Alk Technologies Copilot Truck Users Manual CPT Mob_guide_US 2.qxp
CoPilot Truck to the manual 7b7a569a-53a5-4eb9-a026-aa2aac0035a5
2015-02-05
: Alk-Technologies Alk-Technologies-Copilot-Truck-Users-Manual-506308 alk-technologies-copilot-truck-users-manual-506308 alk-technologies pdf
Open the PDF directly: View PDF
.
Page Count: 43


Contents
Welcome to CoPilot Truck | Mobile!..............................1
Safety Warning ................................................................2
Getting Started....................................................................3
Requirements ..................................................................3
Hardware Setup ..............................................................4
Connecting Your Smartphone ..........................................6
Installing CoPilot ..............................................................7
Software Activation ..........................................................8
Deactivation and License Upgrade ..................................8
Adding a Data Region ......................................................9
Region Selection ..............................................................10
Changing the Voice Option At Any Time...................... ....10
Map Download To Your Smartphone ............................11
Data Selection Options....................................................13
Data Download Options ..................................................19
CoPilot Quick Start Application Download ..........20
POI Download Options ....................................................21
Trip Transfer ....................................................................22
Importing Custom Places ................................................23
Using CoPilot for Guidance ..........................................27
Address Entry ..................................................................28
Stop Menu Options ..........................................................31
Entering a Home Address ................................................34
Entering a Work Address ................................................34
Favorites ..........................................................................35
Intersection ......................................................................36
Contact Integration ..........................................................36
Finding Points of Interest ................................................37
Picking Stops from the Map ............................................40
Start Driving! ....................................................................41
Safety View ..........................................................41
Map Views ............................................................42
Itinerary View ........................................................43
Trip Editing ......................................................................44
Taking a Detour ................................................................45
Selective Routing: Avoiding Roads ..................................46
Selective Routing: What Are Waypoints? ........................46
Getting ETA’s and Distances............................................47
Saving a Current Location................................................48
Optimizing Your Stop Order..............................................48
Options ............................................................................49
GPS Options ........................................................49
Routing Options ....................................................51
Guidance Options ................................................54
Map Options ........................................................54
Live Options..........................................................55
Upgrade License ..................................................55
Traffic Options ......................................................55
POI Alerts..............................................................56
CoPilot Modes ..................................................................58
Trip Planning On Your Smartphone ..............................59
Trip Planning On Your Desktop PC ..............................61
Reference: CoPilot on Your Desktop................................70
CoPilot Live Communications ......................................75
Real-Time Traffic Information ........................................78
CoPilot Technical Support ............................................81
Using Help Files ..............................................................82
Software Registration ....................................................82

Welcome to CoPilot Truck | Mobile!
CoPilot Truck | Mobile is changing the way truck drivers work, making it
possible for street-level directions to be generated on a mobile phone,
anywhere, within seconds. CoPilot Truck | Mobile, the first navigation system
specifically designed for company drivers, owner operators, and leased
operators, is the only way to get truck-specific directions on Smartphones.
Stay on Truck-Legal Roads with CoPilot
CoPilot Truck | Mobile, now available for Windows Mobile -based
Smartphones, provides turn-by-turn driving directions respecting commercial
truck restrictions. CoPilot Truck | Mobile can be used in or out of the vehicle.
There’s no need to look at a printed map — you just listen and go!
CoPilot Truck | Mobile Features
Spoken dock-to-dock directions
Automatic route recalculation
Detour around traffic and avoid roads
Portable and easy to use
Easy to see display screen
Immediate access to up-to-date maps
CoPilot Truck | Mobile Includes...
6 million miles of U.S. roadways
1 million kilometers of Canadian roadways
13’6” height and 80,000 lb weight restrictions
Hazmat and 53’/102” trailer restrictions
Over 100 million North American addresses
3 million points-of-interest including truck stops, weight stations,
and fuel locations
31,000 exit numbers
How CoPilot Uses GPS Technology
The Global Positioning System (GPS), developed by the U.S. Department
of Defense, is a constellation of 24 satellites that orbit the Earth twice daily.
Each satellite contains an atomic clock that is accurate to the nanosecond,
and constantly emitting radio waves toward Earth. GPS sensors (hardware
devices for receiving data) can receive these signals from the satellites. GPS
relies on the fact that radio waves travel at the speed of light to calculate dis-
tances, and the exact location of the sensor is figured by combining the data
received from four satellites.
Using the data from these four satellites, GPS is able to give you the
latitude, longitude and elevation of your present location, and also your road
speed and direction of travel on a route. Given the right conditions, a GPS
sensor can identify your geographic position anywhere in the world within a
few meters.
CoPilot uses the GPS positional data that it receives from your hardware unit
to display your current position on a map as you drive. This is called "track-
ing". CoPilot also uses GPS data to guide you along a planned route if you
enter a destination on your Smartphone. CoPilot guides you with audible
prompts as well as on-screen directions as you drive.
GPS Accuracy
The GPS signal CoPilot receives from the constellation of satellites has a
rated accuracy of within 5 - 10 meters. This means that 95% of the time
the reported location is within 15 - 30 feet of your exact position. If CoPilot
initially places you on the wrong road (this happens only rarely), keep driving
and CoPilot will automatically correct itself and find your proper position.
Occasionally, CoPilot's GPS tracking will be less accurate or fail to work at all
because your GPS receiver is unable to receive satellite signals. Heavy
foliage, tall buildings, or any other structures obstructing communications will
interfere with CoPilot's ability to track your location. Like your car radio, GPS
tracking can also be affected by weather conditions if severe. CoPilot will
continue tracking as soon as adequate signals are available. Despite these
limitations, you can expect CoPilot to provide you with useable and accurate
information most of the time. CoPilot will alert you if accurate information is
unavailable.
Safety Warning
Always keep your hands on the steering wheel and eyes on the road
when driving!
Do not use this product in any way that interferes with safe and attentive
operation of a vehicle. When used in a vehicle, do not place the GPS
receiver, antenna, power supply, or your computer where it may strike the
driver or passengers if the vehicle turns sharply or stops abruptly. This
product is designed, manufactured, and intended as an aid to planning and
navigating routes. The accuracy of the map data, driving directions, and
GPS tracking system is insufficient for this product to be used for autoated
navigation or in any situation in which the failure of the product could lead
directly to death, personal injury, or physical or environmental damage. The
driver must remain alert at all times to actual road conditions and obey all
posted signs and traffic regulations.
ALK Technologies assumes no responsibility for any damage or injury
resulting from the use of this product.
- 1 - - 2 -
®TM

Getting Started
This User’s Guide includes complete instructions for installing your
CoPilot Truck | Mobile software, downloading map data to the Smartphone,
and using CoPilot on your Smartphone to guide you to your destination or
to plan trips.
Here are the steps you need to take to get up and running with CoPilot
Truck | Mobile:
Connect your Smartphone to your desktop/laptop.
Install CoPilot to your desktop and Smartphone using the
Product Key found on the printed CoPilot Quick Start or on
the supplied Product Key card.
On your desktop, create a map data region and download it
to your Smartphone.
Activate CoPilot on your Smartphone.
Enter an address and Start Driving!
Desktop PC Requirements
To install CoPilot Truck | Mobile on your desktop or laptop PC, you must
have:
Microsoft Windows 98, 2000, ME, XP, Windows NT®
(4.0 or higher) or Windows Mobile 2003
400 MHz processor or better
16X CD-ROM or better
128 MB of RAM and a hard drive with at least 225 MB
of available disk space
Microsoft ActiveSync version 3.1 or later
Smartphone and GPS Requirements
Smartphone 2002 or 2003
Bluetooth GPS receiver
Hardware Setup
WARNING: Never leave your Smartphone or GPS receiver in a closed
vehicle that exceeds 140o F.
Configuring the Bluetooth GPS Receiver:
1. Switch on your Bluetooth GPS receiver by flipping the switch to 1.
The green and blue lights should turn on if the GPS receiver is properly
charged.
Important: Please charge the receiver for several hours before set-up
using the supplied in-car charger.
2. Launch CoPilot: From your home screen select Start > CoPilot.
The GPS Status screen will be displayed.
NOTE: On the MPx220 select Start > Settings > Bluetooth > Bluetooth.
3. If Bluetooth does not have a green checkmark next to it (see picture
below), select Menu > Turn On Bluetooth.
4. Press Menu > Search for GPS to search for your Bluetooth GPS
receiver. When your receiver appears in the list, press Select.
After a few seconds the system should display ‘GPS Signal: Found’.
If after a few minutes the system has not found a GPS receiver, exit
CoPilot, turn off the phone, turn off the GPS receiver, and then repeat
steps 1 to 4.
Trouble-shooting: In the unlikely event that the system is still unable to
find the GPS receiver, see GPS Trouble-shooting, p. 5.
5. Select Done. You are now ready to start navigating!
The small square on the bottom right of your screen in Guidance mode
indicates your GPS ‘fix’ (see next page). Green is good, yellow is okay, and
red means your GPS receiver does not have a fix.
- 3 - - 4 -

GPS Trouble-shooting:
If you still can't get a GPS signal, follow these steps and check the GPS
status after each step:
1. Go to Start > Settings > Bluetooth. Check that Bluetooth is set to
"On" (not "Discoverable" or "Off"). Some Smartphones automatically
turn off Bluetooth when memory resources are low. Bluetooth is usually
turned back on when memory resources become available.
2. Go to Start > Configurations > BTSerialPortSetup and check that the
Outbound COM port is checked.
3. Close CoPilot.
4. Turn the phone off.
5. Turn the phone on.
6. Go through the directions above from scratch.
- 5 -
Connecting Your Smartphone
In order to successfully transfer data from your desktop to your Smartphone,
you must have Microsoft ActiveSync 3.1 (or later) installed. This software is
necessary to connect the two machines and is provided by your Smartphone
manufacturer. If you did not receive this software with your mobile device,
contact the distributor immediately.
1. When connecting your
Smartphone, if you have not set up
a partnership between your
Smartphone and your desktop, you
will be prompted to do so. This is
not required. If you choose not to
set up a partnership select Guest
partnership, and
you will be logged
in as a Guest and
ready to transfer
data between
machines.
NOTE: If your desktop/laptop computer
does not seem to be recognizing the
connection with your Smartphone, select
Connection Settings... from the drop-
down File menu, and make sure you're
connected using the appropriate Port.
Then click Get Connected... in the File
menu and follow the on-screen
instructions.
2. If you have set up a partnership
in the past, or choose to do so at
this point, be sure to allow your
Smartphone to synchronize with your
desktop or laptop prior to launching
CoPilot.
- 6 -
To return to the GPS Status screen select
Menu > Options > GPS.
TIP: Your GPS receiver won’t function
properly inside a building. Please be
sure that the receiver has a clear line of
sight to the sky, for example by placing it
on a vehicle dashboard.

Software Activation
You must activate your CoPilot software in order to use it. The first time you
open CoPilot on your Smartphone, the Activate screen will appear and you
will be asked to activate the software.
For Automatic Activation, follow the on-screen instructions:
1. Synchronize your Smartphone with your desktop/laptop computer
via ActiveSync.
2. Connect your desktop/laptop to the Internet.
3. Press Done when ready and enter your e-mail address when
prompted. CoPilot will be automatically activated within a few
seconds. Press Done to begin using CoPilot.
If you are unable to synchronize your Smartphone with your desktop/laptop
but have internet access, you can select Activate Manually. Follow the on-
screen instructions.
Deactivation and License Upgrade
The CoPilot desktop software contains street-level maps for all of Europe
and the United States, and CoPilot is offered with different licenses that
allow you to use some or all of these maps on your mobile device.
Licenses are available for the following:
(1) Single region - Detailed street-level maps for any of the following
regions: Alps Ski Region, Benelux (Belgium, the Netherlands, and
Luxembourg), France, Germany, Italy, Pyrenees, Scandinavia, and the
United Kingdom.
(2) Pan-Europe - Complete street-level maps for all of Europe
(3) United States - Complete street-level maps for the entire U.S.
After purchasing the license, go to Menu > Options > Upgrade License.
Press Menu > Activate/Upgrade, and input your upgrade Product Key.
Proceed through the activation process. The CoPilot desktop software
already contains complete European maps, which can now be downloaded
to your mobile device for in-vehicle use. If you purchased CoPilot with a
single region license and later want to use street maps from other regions,
you will need to purchase an upgrade license from your dealer.
- 7 - - 8 -
Installing CoPilot Truck | Mobile
Your desktop/laptop and Smartphone should both be turned on. The cradle/
cable for your mobile device must be connected to your desktop through
either a USB or Serial port. Your Smartphone should be connected to your
desktop via ActiveSync (see p. 6).
Installation Steps:
Step 1: Insert the CoPilot Truck | Mobile Install Disc into your CD-ROM
drive. After a few seconds, the Installation Wizard will open.
Follow the instructions, entering your Installation Product Key
when prompted. This Product Key can be found on the front
cover of your printed Quick Start Guide or on the supplied
Product Key card.
NOTE: When asked to choose a language, you may have to
scroll up to find the language you want.
The CoPilot application will be installed to your desktop PC and
to your Smartphone separately. The Smartphone installation will
ask if the default location (the device’s storage memory) is where
you want the application to be placed.
Step 2: When the installation is complete, a CoPilot icon will appear on
your desktop. Click Finish to close the Installation Wizard.
Step 3: The first time you open CoPilot Truck | Mobile on your
Smartphone, you will be asked to activate the product. You can
open and use CoPilot’s desktop trip planning software without
activating it.

Region Selection
If you purchased an additional data region, when downloading map data to
your Smartphone you will need to make sure the proper region is active. To
do this, on your desktop in Planning mode click the Map menu > Region >
and check the desired region.
Changing the Voice Option at Any Time
CoPilot offers one or both of the following voice options, depending on your
selected language:
Male Pre-Recorded Sound Files
Female Pre-Recorded Sound Files
To change the voice option:
1. Connect your Smartphone to your PC via Activesync.
2. Insert the Install Disc into your CD-ROM drive.
3. Select Modify from the InstallShield menu and click Next.
4. Enter your Installation Product Key (found on the front of your
printed Quick Start Guide or on the supplied Product Key card) and
click Next.
5. Make sure that ONLY Smartphone Installation is checked and click
Next.
6. Select your voice option and click Next.
7. Click Yes to reinstall Pocket Speech.
8. Click No to reinstall CoPilot.
9. Press Ok on your Smartphone to reinstall.
10. Press Yes to All if prompted.
11. Click Ok on your desktop, then click Finish to complete the process.
Adding a Data Region
If you have purchased an additional data region after your initial purchase
of CoPilot, you will need to modify the original (“Base”) installation and
activate the new region.
IMPORTANT: You can only use your Expansion Product Key AFTER you
have installed CoPilot with a Product Key for the Base product. If you have
not yet installed CoPilot, please do so first and then follow the instructions
below.
ON YOUR DESKTOP/LAPTOP:
1. Insert your CoPilot Install Disc into your CD-ROM drive.
2. Select Modify and click Next when the InstallShield Wizard appears.
3. Enter your Expansion Product Key when prompted to enter a Product
Key.
4. Follow the on-screen instructions for installing to your desktop and
Smartphone.
5. The Activation Wizard will appear at the end of installation. Activation
occurs just as it did when you originally installed CoPilot.
ON YOUR SMARTPHONE:
IMPORTANT: You must install CoPilot to your Smartphone using your
Base Product Key AND you must have data downloaded to your
Smartphone before using your Expansion Product Key.
1. Open CoPilot on your Smartphone.
2. Press the Menu softkey, then select Options > Upgrade License.
3. Enter your Expansion Product Key (found in your order confirmation e-
mail) when prompted to enter a Product Key.
4. Follow the on-screen instructions.
5. Activation occurs just as it did when you originally installed CoPilot.
If you have any questions about this process, please visit our Support
Center at www.alk.eu.com or send an e-mail to support@alk.com.
- 9 - - 10 -

- 12 -
Map Download to Your Smartphone
To use CoPilot Truck | Mobile on your Smartphone, you first need to
download map data from your desktop or laptop computer to your mobile
device. You select the data to download from one or more regions that you
specify in the CoPilot application on your desktop. It’s a simple process.
To begin the data download process, open the CoPilot Truck | Mobile
application on your desktop/laptop, then click the Data Download Wizard
icon or pick Data Download Wizard from the File menu. CoPilot gives you
two options for downloading data:
· Download directly to your Smartphone using a Storage Card Reader —
follow steps (1), (2), and (3a) below.
· Download to a hard drive on your computer, then manually copy the
data to your Smartphone using ActiveSync — follow steps (1), (2), and
(3b) below.
(1) Choose a Storage Location:
1. Open the CoPilot application on your desktop/laptop, then click
the Data Download Wizard icon in the sidebar on the left. Make
sure your Smartphone is synchronized. CoPilot will scan your
computer to detect which
drive options are available.
2. Click on the Drive Name pick list
that appears and select either the
drive letter of your Storage Card
Reader (if you are using one) or
the drive letter of your Hard Drive
(e.g. C). Click Next.
(2) Select a Data Area:
Select a data area using one of three methods (see Data Selection Options
p. 13-18 for a description of each method):
City Radius to select an area around a town or city;
Map Area to select an area directly from the map;
Trip to select a corridor along a route between two places.
- 11 -
(3) Download the Data:
(3a) Using a Storage Card Reader:
1. Make sure the Storage Card for your Smartphone is inserted in the
Storage Card Reader.
2. Clicking the Download icon will take you to a screen where
Available Area(s) for download are displayed on the left. To designate
an area to include in the download, highlight it and then click on the
right arrow button to move it to the Data Included in This Download
list on the right. To take an area off the list, highlight it and click the
left arrow button.
3. After confirming that the area(s) you would like to download are in the
Data Included in This Download list, click Download to complete the
map data download process (see Data Download Options, p. 19-20).
4. Remove the Storage Card from the Storage Card Reader and insert it
into the Smartphone. Your data is now ready to be used by CoPilot.
(3b) Using ActiveSync:
1. Ensure that your Smartphone is connected to the desktop/laptop via
ActiveSync.
2. Clicking the Download icon will take you to a screen where
Available Area(s) for download are displayed on the left. To designate
an area to include in the download, highlight it and then click on the
right arrow button to move it to the Data Included in This Download
list on the right. To take an area off the list, highlight it and click the
left arrow button.
3. After confirming that the area(s) you would like to download are in the
Data Included in This Download list, click Download to complete the
map data download process (see Data Download Options, p. 19-20).
4. On the desktop, double click the My Computer icon. Navigate to the
drive letter you downloaded the data to. The data you downloaded will
be in a folder named "CoPilot". For example, if you had chosen Drive
C, the data would be in the folder "C:\CoPilot\".
5. Copy the CoPilot folder by right clicking on it and selecting Copy.
6. Open ActiveSync and click on the Explore icon. Navigate to the
Smartphone's Storage Card. Use the menu option Edit > Paste to
copy the folder to your Smartphone's Storage Card.

Data Selection Options
After you specify a location where the data will be stored, you will be
prompted to select a region on the map to download. CoPilot gives you a
choice of three ways to select a data region, described p. 13-19 below.
City Radius Data Selection
This method allows you to quickly select data in the shape of a circle
surrounding any city on the map. In the Data Download Wizard you type a
city name and state abbreviation or ZIP code and enter the number of miles
you would like the radius to extend around the city, then click Next.
The Wizard displays a map that shows the city and the radius you chose.
At this point you can zoom the map in and out using zoom buttons and
adjust the size of the data area by altering the radius of the circle.
Follow these steps to download City Radius data:
- 13 - - 14 -
1. Click the City Radius icon
in the Data Download
Wizard.
2. Enter a City, State or ZIP
code, and a mile radius
around the area that you
would like to download.
Click Next to verify that the
area is correct.
4. Name the selection, then
click Next.
5. You will return to the Data
Selection menu where you
can select another data area
if you like, using any method.
When you finish selecting
data areas, click the
Download icon and you will
be taken to the final screen
where you can build your
download.
Note: CoPilot’s available
memory calculations subtract
15 MB from the available
memory on your storage
card (if you are using one)
to account for support files.
3. Using the Data Download
Wizard toolbar you can
zoom in or out, change the
radius, or go back to the
previous screen. When you
are satisfied with your
selection, click Next.

- 15 - - 16 -
Map Area Data Selection
This method of selecting data allows you to choose an area of data by draw-
ing a box on the Data Download Wizard's map screen.
In the Wizard, you enter a city name near which you would like to select
data, then click Next. The map will zoom to that location. Then you create
a box around the desired area by clicking and dragging your mouse across
the map. The street-level data within that box will be selected.
You can zoom the map in and out using the zoom buttons and adjust the
size of the data area by redrawing the box.
Follow these steps to download Map Area data:
1. Click the Map Area icon in
the Data Download
Wizard.
Note: CoPilot’s available
memory calculations subtract
15 MB from the available
memory on your storage
card (if you are using one)
to account for support files.
2. Enter a City, State or ZIP
code (address optional)
within the area that you
would like to download.
Click Next.
3. Click and hold the left
mouse button and drag
the cursor to draw a box
around a desired area.
The size of the area will be
displayed in the toolbar.
Click Next.
4. Name the selection, then
click Next.
5. You will return to the Data
Selection menu where you
can select another data area
if you like, using any method.
When you are finished
selecting data areas, click the
Download icon to go to the
final screen where you can
build your download.

- 17 - - 18 -
Trip Data Selection
The Trip method of selecting data is by far the most customizable method.
This option allows you to run a trip and select street-level data specific to that
trip, thereby avoiding unneeded data and saving valuable memory space.
Once the trip is run, the Data Download Wizard automatically selects circles
of data around your origin and destination, and a corridor of data along your
route. You can then click Options to adjust the radius of the circles and the
width of the corridor.
The Trip Itinerary for each trip you download will be stored on your
Smartphone. Multiple trips can be downloaded to the Smartphone for later
use (see Trip Transfer, p. 22).
Follow these steps to download Trip data:
1. Click the Trip icon.
3. To search for a POI, click the
Points of Interest tab, enter a
City, State or a ZIP Code and
click the Find button.
You can speed up your search
by selecting a POI Category
and/or Type.
3a. Highlight a selection, click
Select, then Add Stop.
2. Enter at least a start and
end place for your trip. In
the Cities and Addresses tab,
type a City, State or ZIP
Code and press <Enter>.
Optionally, you can enter an
address in the same way.
Click the Add Stop button to
add this place to your trip.
You may enter one or
multiple destinations. Use
the buttons to the right of
the Itinerary to zoom to a
stop on the map, change
the order of stops, or delete
a stop.
Note: For a more detailed
description of trip entry,
open CoPilot Help from the
desktop application (Help
menu > Help Contents
and Search).
4. When all your stops have
been entered, click Select
Data.
By default a 20 mile radius
around all stops and a width
of 4 miles along the corridor
which connects them will be
highlighted. Note: CoPilot’s
available memory calcula-
tions subtract 15 MB from
the available memory on
your storage card (If you are
using one) to account for
support files.
5. To customize these
distances for any trip, click
Options and type a distance
in the appropriate box.

- 19 - - 20 -
6. You will return to the Data
Selection menu where you
can select another data area
if you like, using any
method. When you are
finished selecting data
areas, click Download. Trip
itineraries that were created
using the Trip download
method will be transferred
along with map data (see p.
22 for details).
Data Download Options
When you’re ready to execute a download, the Wizard will display a list of
Available Area(s) for download on the left side of the window. To desig-
nate an area to include, click on it and then click on the right arrow button
to move it to the Data Included in This Download list. If you need to
move an area off the Included list, click on it and use the left arrow button.
To delete an area from memory, click on it and click Delete.
Notice that the amount of available map memory and the memory
required for all the areas on the Included list is shown beneath the list.
NOTE: CoPilot's available memory calculations subtract 15 MB from the
your storage card (if you are using one) to account for support files.
IMPORTANT: Each data download overwrites the data that is already
on your Smartphone. If any data areas are already loaded on your
Smartphone, they will be overwritten by the new download. Therefore,
your download must include all areas that you wish to have available on
your Smartphone.
Check Include US Highway Network to download CoPilot’s complete
United States Highway Network along with your data. This additional
download requires approximately 36 MB of space on your Smartphone.
When this network is loaded, major roads, cities, and some points of
interest outside your selected data region will be shown on the map and
you’ll be able to receive guidance as you drive anywhere in the U. S.
Check Download Favorites to download your Favorites list from the Trip
Planner window on your desktop along with map data. These addresses
will then be available as Favorites for trip entry on the Smartphone.
RECOMMENDED OPTION: It is recommended that you leave Create
QuickStart checked (see below for a description of this feature), but you
may uncheck it if you don’t want the QuickStart copied with your download.
CoPilot QuickStart Application Download
Each time you download data, CoPilot gives you the option to download
a complete, ready-to-use “QuickStart” version of CoPilot along with the
data. Having the QuickStart version on your mobile device ensures that
CoPilot will be available even if you experience technical problems with
your Smartphone and need to perform a hard reset. (During a hard
reset, all installed applications are deleted from the Smartphone.) The
QuickStart version will automatically install CoPilot after a hard
reset, and your map data will already be there!
To run the QuickStart application on your mobile device after a hard
reset, simply turn on your Smartphone. CoPilot will automatically begin
installation.
The QuickStart option can be turned on or off in the final step of the
download process (see above). By default this option is active and
the QuickStart download will be executed each time you
download map data.
The QuickStart needs 10 MB of space on your Storage Card. Once the
QuickStart has been copied, you can save time the next time you
download data by unchecking the Create QuickStart option in the final
Data Download Wizard screen before proceeding to
download. You will also want to uncheck this option if you do not have
enough room on your Storage Card for it.
If the QuickStart is copied onto your Storage Card and you need to
remove it, simply delete the folder that contains it. The folder will be
named “2577”.

POI Download Options
When you download a data region, youl get all roads within that region. Also
included are regional points of interest (POI) such as gas stations, hotels,
restaurants, visitor attractions, etc.
CoPilot now lets you control the number and types of POI that get down-
loaded along with map data. You can save space on your Smartphone by
eliminating categories of POI that you’re not interested in seeing.
To select which POI categories you want, choose POI Download Options
from the Edit menu in the desktop application or, when you first open the
Data Download Wizard, click the Options button in the Wizard. Check the
categories you wish to select (click the plus sign next to each category to see
the included sub-categories).
Click Save Settings to save the set of categories you create. Click Restore
Default to return to CoPilot’s default categories.
- 21 - - 22 -
Trip Transfer
When you use the Trip download option, CoPilot transfers whole trips to
your Smartphone . The trip you create, including its Itinerary, is transferred
along with the surrounding data corridor, and it becomes the current trip.
The Trip download option creates a .TRP file that is placed in the Save
directory in the CoPilot installation folder on your Smartphone. Subsequent
downloads will add more .TRP files to this folder. The number of trips that
may be stored is limited only by the available memory on your Smartphone.
If multiple trips are downloaded, the last one to be added will open as the
current trip. Use the Saved Trip stop entry option on your Smartphone to
open stored .TRP files.

Importing Custom Places
CoPilot’s Custom Place Import Wizard enables you to import addresses from
your Outlook Contacts database, an Excel file, or text file. (If you are using
another type of database or contact manager, you can export your contacts/
locations to an Excel or text file before importing them into CoPilot.) These
points are then added to CoPilot’s POI database in a category and type of
your choice (the default category is “Custom”). Once in the database, they
are displayed on maps as pushpins and included in search results when you
search for points of interest on your Smartphone or in the Trip Planner win-
dow on your desktop/laptop.
NOTE: CoPilot now allows importing of multiple POIs with the same name
(e.g. an entire database of “Starbucks”).
To access the Wizard, choose Import Custom Places from the Tools menu
in Planning Mode on the desktop, then follow the step-by-step instructions
given by the Wizard.
Steps for Importing:
- 23 - - 24 -
1. In Planning Mode on your
desktop/ laptop, choose Import
Custom Places from the Tools
menu to open the Import Custom
Places Wizard.
2. Choose Import from Microsoft
Outlook or Import from an
existing file (this can be a .txt or
an Excel file). Click Next.
3. In the next Wizard screen, type
the path to the file you want to
import or Browse for it, and use
the Category pick list to indicate
a POI category for your imported
places (by default they are
assigned to “Custom”). You can
also choose a Type from the
pick list. To edit the type name,
highlight it on the pick list and
click Edit Type Name below.
Click Next when ready.
4. In the next screen you'll see the
data from your file sorted into
columns. If the columns you see in
the screen have not sorted the
address data correctly, you need to
indicate which delimiter CoPilot
should recognize when it
separates the fields in your file into
columns. Each field — e.g. name,
street address, city, state, etc. —
needs to be separated by a delim-
iter such as a tab, semicolon, or
comma. If your file uses a delimiter
other than a comma, tab, or semi-
colon, click Other and type the
delimiter in the box to the right. If
the first row of your file consists of
column headings, you should
check Column headings in first
row. Click Next when ready.
5. Now, following the instructions
on the screen, click each column
heading and match the column
headings with your data. To be
accepted by CoPilot, each imported
place must have at least four fields:
Name, Address1, City, and State.
Click Next when ready.
6. In the next screen, following the
instructions, you can assign a
name to the set of columns you
just defined to save you time the
next time you import addresses.
To skip this step, uncheck Save
the columns as a new set. Click
Finish.

Editing Custom Places
- 25 - - 26 -
7. When processing is finished, the Data Import Status window shows
you how many places in your file were matched with addresses in the
CoPilot database. A plus sign in the Accept column indicates a match.
Places that failed to match appear in red and do not have a plus sign.
8. To edit a failed or incomplete match, highlight it and click Edit (see
Editing Custom Places, next page). POI addresses can also be edited
after they are added to the database using the Custom Place Manager.
9. When you are satisfied with the list of addresses, click Add to add
these places to the CoPilot database.
Options below the list let you 1) choose whether to add all addresses
on the list to the database, or just those that were accepted, and 2)
determine how CoPilot will handle any address that duplicates one
already in the database.
After custom places have been added to the database, they can be edited
at any time. Select Manage Custom Places from the Tools menu, then
highlight the custom place you wish to edit, click Edit, and make your
changes. Click Apply when finished.
NOTE: By default, addresses entered as Custom Places are assigned to
the Custom POI category. You can change this assignment at any time by
selecting another Category from the drop-down pick list as you edit.

Using CoPilot for Guidance
In CoPilot's Guidance Mode on your Smartphone, you will receive turn-by-
turn route guidance information as you travel. For your safety, the Safety
View screen will hide maps when your speed exceeds 10 m.p.h. to avoid
distractions.
REMINDER: CoPilot won’t open on your Smartphone unless map data has
been previously downloaded from the CoPilot desktop application.
Address Entry
- 27 - - 28 -
2. CoPilot will open with the My Stops
screen. To enter a destination, press the
Action key with <Add a Stop> selected.
1. To launch CoPilot, select your
Smartphone’s Start softkey, then navigate to
the CoPilot application in the Start menu and
press the Action key.
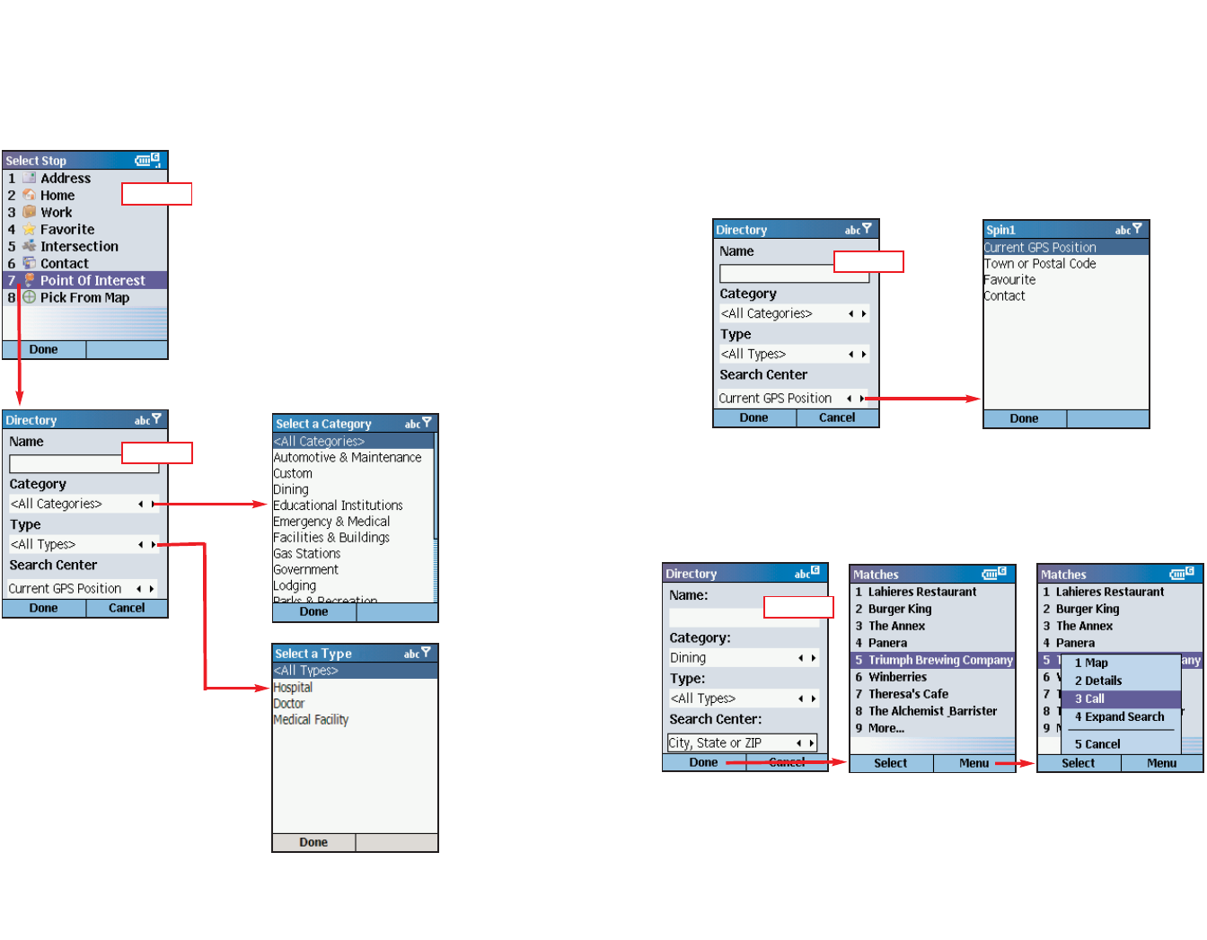
3. The Select Stop screen gives you eight
ways to enter a destination. You can:
1 Enter a new Address
2 Enter your Home address
3 Enter your Work address
4 Select a Favorite
5 Enter an Intersection
6 Enter an Outlook Contact
7 Search for a Point of Interest (POI)
1. Select Address in the Select Stop screen
to enter a city or ZIP code and (optionally) a
street address as a stop.
Step 1
Step 2 Step 1
Step 3
Press the Action key on the option you want (these options are described
on the following pages).
There’s no need to enter a starting location. CoPilot uses GPS positioning
to determine your location automatically.
When you have entered at least one stop in the My Stops screen, you can
press the Start Driving softkey and CoPilot will begin guiding you with on-
screen and spoken directions.
If you take a wrong turn or decide to take a different route than the one
CoPilot has generated, no problem! CoPilot will almost instantly recalculate
new directions from your current position. You simply won’t be able to get
lost using CoPilot!

- 29 - - 30 -
3. The Matches screen will display a list of
matches that were found in the CoPilot
database. Highlight your choice and press
the Select softkey to continue.
To return to the Address screen, press the
Menu softkey and select Cancel.
3a. To see any match on the map, press the
Menu softkey and select Map.
3b. In the map screen, to zoom your view of
a place in closer or out farther away, press
the Menu softkey and select one of the
zoom options.
3c. For quick zooming, pressing the Action
key will display zoom arrows. Tap up on the
Action key to zoom in or down to zoom out
— these actions can be repeated until the
highest or lowest zoom level is reached.
4. You will see the destination you entered in
the My Stops screen.
Press the Start Driving softkey to begin
receiving guidance, then start driving!
See Start Driving!, p. 41 for a description of
CoPilot guidance screens.
3d. To display the latitude and longitude of
any match, press the Menu softkey and
select Details.
Press the Done softkey to return to the
Matches screen.
2. In the Address screen, enter a Street
Name with or without a Street Number. In
the City field, enter either a city name or a
ZIP code. Choose a State from the pick list.
NOTE: Street address entry is optional, if
you like you can enter only a city or ZIP
code and state.
To return to the Select Stop screen to start
over, press Cancel.
Step 2
Step 3
Step 4
3a
3b
3c
3d

- 31 - - 32 -
Stop Menu Options
In the My Stops screen, press the Menu softkey to access options that
include adding, deleting, moving, editing, and optimizing your stops.
Add Stop
To add another destination, choose Add
Stop from the menu. (You can also simply
highlight <Add a Stop> in the My Stops list
and press the Action key.)
Delete
Select Delete to delete the highlighted stop,
or Delete All to clear all stops from the list
(you will be asked to confirm this action).
Actions
Select Actions > to access more stop options:
> Move Up/Down — Change the order of
stops on your trip by moving the highlighted
stop up or down on the list.
> Set As Waypoint — Turn the highlighted
stop into a waypoint. The purpose of way-
points is to guide your route along roads you
prefer. See p. 44 for more on waypoints.
> Optimize Stops — Reorder stops on the list
to achieve the most efficient route, keeping
your final destination the same.
> Map — See the highlighted stop on the map.
Mode
Select Mode to switch between Guidance,
Navigating, Walking, and Planning mode —
see p. 56 for a description of each mode.
Options
Select Options to change routing options —
see p. 49-57.

Entering Your Home Address
Entering Your Work Address
- 33 - - 34 -
Help
Select Help > and choose Help for on-
screen instructions about basic CoPilot
features, or About for version information
about CoPilot.
Exit
Select Exit to close the CoPilot application.
To program your home address for quick trip
entry, select Home in the Select Stop screen
and enter your home address as you would a
new address (p. 28). The next time you want
to enter your home address as a stop, just
select Home in the Select Stop screen and
your address will be automatically entered.
To edit your home address, select Favorite
in the Select Stop screen, highlight your
home address on the list, then press the
Menu softkey and choose Edit. Or, select a
different Favorite from the list and choose
Set as Home from the menu.
To program your work address for quick trip
entry, select Work in the Select Stop
screen and enter your work address as you
would a new address (p. 28). The next time
you want to enter your work address
as a stop, just select Work in the Select
Stop screen and your workplace will be
automatically entered.
To edit your work address, select Favorite
in the Select Stop screen, highlight your
work address on the list, then press the
Menu softkey and choose Edit. Or, select a
different Favorite from the list and choose
Set as Work from the menu.

Favorites
- 35 - - 36 -
CoPilot automatically places every stop you
enter on a list of favorite places for future quick
trip entry. To enter a favorite as a stop, first
select Favorites in the Select Stop screen. In
the next screen, choose one of the places on
the scrollable list, then press Select.
MENU OPTIONS:
Press Menu at the bottom of the screen to
access these options:
Map — Zoom to the highlighted favorite.
Details — View or edit address data for the
highlighted favorite.
Edit — Edit the highlighted favorite.
Delete — Delete the highlighted favorite.
Delete All — Delete all favorites from your
favorites list.
Set as Home — Set the highlighted favorite as
your Home address for quick trip entry.
Set as Work — Set the highlighted favorite as
your Work address for quick trip entry.
Cancel — Return to the Select Stop screen.
NOTE: When the number of Favorites on
your list reaches 50, each new address
will replace the address that has been
inactive for the longest period of time.
To Save Your Current Location As a Favorite:
You must be receiving GPS data to save your current location as a favorite.
In any display screen press the Menu softkey, then select Actions > Save
GPS Location.
Intersections
Entering an Outlook Contact
CoPilot allows you to link directly to Microsoft®Pocket Outlook to retrieve
address information. Within moments, you can enter a contact’s home
and/or work address as your destination.
To enter a contact, first select Contacts in
the Select Stop screen. In the next screen
you’ll see your list of contacts.
To select a contact, press the Menu softkey,
select a range of letters, then choose a
letter from the sub-menu to display all
names that begin with that letter. Highlight
the contact you want, then press Done.
Press Menu and select Cancel to return to
the Select Stop screen. To view or edit a
contact’s address, select Details. To put a
call through to a contact, select Call.
Choose Intersection in the Select Stop screen to enter the intersection of
two roads as a stop on your route. Intersections are entered just like
addresses (see p. 28), except that instead of a house number you enter a
“First Street” and “Second Street”. You can name this location if you like.

Finding Points of Interest
CoPilot enables you to search for points of interest (POI) such as gas
stations, hotels, restaurants, visitor attractions, etc. within the region for
which map data was downloaded from your desktop/laptop computer.
You can then choose a destination from the list of search results.
- 37 - - 38 -
1. Select Points of Interest in the Select
Stop screen to search for POI.
2. To narrow your search and cut down on
the time it takes, you can (optionally)
type the first few letters of a place you
have in mind in the Name field.
You also have the option to choose a
Category and Type of POI from the pick
lists provided.
3. From the Search Center pick list, choose an area for CoPilot to search
(use the arrows). Options are:
- Current GPS Position (search an area around your current location)
- City, State or ZIP (enter a city and state or ZIP code)
- Recent (choose a location you recently entered as a destination)
- Contact (choose an address from your Contacts list)
4. Press Done to begin the search. A list of POI will be generated. In that
screen you can press Menu for more options.
Step 1
Step 2
Step 3
Step 4

Picking Stops from the Map
CoPilot enables you to pick a stop off the map when you don’t know the
exact address of your destination.
- 39 - - 40 -
(Optional) In the menu, Map zooms to the highlighted POI on the map,
Details gives you more address information, Expand Search executes the
search again over a wider area, and Call enables you to make contact by
phone.
5. To add a POI as a stop, highlight it in the Matches list and press Select.
3. CoPilot will zoom to the place you enter, and a crosshair cursor will
appear on the map. Use the menu to Zoom In or Zoom Out. Check
Show POIs on the menu to display points of interest.
4. With the cursor on the place or address you want to pick, press Select to
add this place as a stop. Places picked from the map are marked by an
asterisk in the stop list.
Step 5
Step 1 Step 2
Step 3 Step 4
1. Select Pick from Map in the Select Stop screen.
2. CoPilot will prompt you to enter a location where you can start searching
for the place you have in mind. Highlight one of the options, press
Select, and enter any necessary information. Choose Current GPS to
zoom to your current location.

Start Driving!
Once you have entered at least one stop in the Select Stop screen, you’re
ready to start driving with CoPilot! You’ll receive turn-by-turn directions and
maps to guide you safely to your destination. As you drive, CoPilot’s
dynamic directions will instantly recalculate your route if you take a wrong
turn or decide to go a different way. In addition, CoPilot can calculate a
detour from your current position, giving you the option to accept the new
route or to cancel it and return to the your original route at any time.
CoPilot speaks directions out loud to you, and also displays them on your
Smartphone screen. There are three guidance screens to choose from:
Safety View, Map (four views), and Itinerary.
Safety View
The Safety View displays a text-only screen when your speed exceeds 10
m.p.h. and is the recommended view for safe driving. When you’re within
.7 miles of a turn or driving less than 10 m.p.h., CoPilot automatically
switches to the Map Views display.
The Safety View can be accessed from other guidance screens by pressing
the View softkey and choosing Safety View.
Map Views
The CoPilot map screen displays when you are traveling at less than 10
m.p.h. and .7 miles before each turn. It combines a detailed map display
with concise text instructions.
In any of the four Map views, your current GPS position is displayed and
you are tracked in real time as you drive. To choose a Map view, press the
View softkey and make your selection:
Next Turn Map — This view frames your current location up to the next
turn on your route.
Where Am I Map — Select this option to frame a close-up view of your
current location.
Next Stop Map — This view frames your route from your current location
to the next stop.
3D Map — This option changes CoPilot’s two-dimensional default display
mode to a three-dimensional perspective based off an isometric
camera angle.
- 41 - - 42 -
Distance to
Next Turn
GPS Status:
Green = 3D Fix
Yellow = 2D Fix
Red = No Fix
Next Turn
Directional
Arrow
Your Current GPS
Position
CoPilot’s
Calculated Route
Next Turn
Instruction
Information Bar:
Every 3 seconds,
alternates between
next turn, current road,
and ETA/distance to
next stop.
Next Stop
(customizable,
see p. 52)
Estimated Time
of Arrival (ETA)
at next stop
Distance to Next Stop
Live Network Connection
Truck Restriction and
Hazmat Routing Indicators
Live Network Connection
GPS Status:
Green = 3D Fix
Yellow = 2D Fix
Red = No Fix
Truck Restriction and
Hazmat Routing Indicators

Zooming and Shifting Your Map View
To zoom your view of the map in or out, press the Menu softkey and select
Zoom In or Zoom Out. Or, press the Action key to display the zoom
arrow, then press up to zoom in or down to zoom out. This action can be
repeated until the minimum or maximum zoom level is reached.
To navigate to another area of the map, use the Action key as a navigation
pad: press up, down, left, or right as many times as you like.
Itinerary View
The Trip Itinerary is a scrollable set of driving directions for the current trip.
Individual roads on your Itinerary can be avoided using the Menu in this
screen — highlight the road to avoid and select Actions > Avoid Road.
- 43 - - 44 -
Distance between turns
Direction of turns along
your route
Roads for upcoming turns
Trip Editing
To make changes to your trip at any time from the guidance screens, press
the Menu softkey and choose Edit Trip. This will return you to the My Stops
screen where all your stops are listed. From there, select any stop to open a
menu of stop options.
Basic Menu Options for Trip Editing
Zoom In/Out In the map screen, zooms your view in/out.
Edit Trip Navigates to the My Stops screen for trip editing.
Actions > Delete: Deletes the highlighted stop.
Delete All: Deletes all stops.
Set as Waypoint: Turns a stop into a waypoint (see p. 46).
Optimize Stops: Reorganizes stops in the most efficient
order, keeping the last stop the same. This action is not
reversible.
Map: Zooms to the highlighted stop on the map.
Move Up: Moves the highlighted stop up on the list.
Move Down: Moves the highlighted stop down.
Traffic > Displays real-time traffic information settings.
Mode > Opens the Mode menu — see p. 56.
Options > Opens the Options menu to change routing, mapping, and
guidance settings — see p. 49-57.
Help > Displays CoPilot Help topics.
Exit Closes CoPilot.

- 45 - - 46 -
Taking a Detour
If for any reason you find that you want to take an alternate route around a
particular road segment — no problem! CoPilot can calculate a detour on
command, tell you how much longer it will be, and then give you the option
to accept the new route or cancel it and return to the original route at any
time.
To have CoPilot generate a detour, press the View softkey in either the
Safety or Map screen. Then select Actions > Detour. You will see the
new route appear on the map (your old route will be drawn in blue). To
reject the new route and return to the original route at any time, select
Actions > Cancel Detour.
Selective Routing — Avoiding Roads
To avoid an individual road and have CoPilot calculate another route around
that road, you must be in the Itinerary screen. From there, highlight the
road you want to avoid in the scrollable list and highlight it, then press the
Menu softkey and select Actions > Avoid Road.
To cancel any road preferences that have been set and return to your
original route, select Actions > Cancel Avoid.
Selective Routing — What Are Waypoints?
“Waypoints” are not treated like stops in the Itinerary for your trip, their
purpose is to guide CoPilot route calculations along roads that you choose.
To change a stop to a waypoint, highlight the stop in the My Stops screen,
press the Menu softkey, then select Actions > Set as Waypoint. On the
stop list, the flag icon next to this stop will be replaced by a round icon with
an arrow pointing to the right.
To change a waypoint back to a stop, choose Actions > Set as Stop from
the menu.
CoPilot ignores waypoints when calculating the ETA and distance to the
next stop, so setting waypoints can be used to get the ETA and distance to
a stop that is not your next stop (see Getting ETA’s and Distances, p. 47).

Getting ETA’s and Distances
The estimated time of arrival (ETA) and distance to your next stop will always
be shown at the bottom of the Safety screen. To bring up the Safety screen,
enter one or more stops, press the Start Driving softkey, then select Safety
View from the View menu.
If your trip has multiple stops and you want to know the ETA for a destination
that is not the next stop, designate the stops between your current location
and the target stop as waypoints — highlight each one in the My Stops
screen, then press the Menu softkey and choose Actions > Set as
Waypoint. When all intermediate stops have been changed to waypoints,
the Safety screen will display the ETA to your final destination.
The waypoints you created can be easily changed back to stops — highlight
each one, press the Menu softkey, and select Actions > Set as Stop.
Saving a Current Location as a Favorite
To save your current location as a Favorite, press the Menu softkey in the
Safety or Map screen, then select Actions > Save GPS Location.
Optimizing Your Stop Order
To rearrange the stops on your trip in the most efficient order, press the
Menu softkey in the My Stops screen, then select Actions > Optimize
Stops. You must have at least three stops to optimize — the destination
always remains the same.
- 47 - - 48 -
ETA and Distance to Next Stop

Options
- 49 - - 50 -
Press the Menu softkey in the My Stops
screen or any guidance screen, then select
Options to access a menu of CoPilot
options.
Select GPS in the Options menu. The GPS
screen provides tools for setting up and viewing
your Smartphone’s GPS functionality.
Select GPS Setup to access the setup tools. Press the Menu softkey, then
Autoscan to have CoPilot search for your Smartphone’s GPS receiver.
When your receiver is detected, you’ll see the message “GPS connection
configured successfully”. Press Done to continue.
If the COM Port or Baud Rate setting needs to be changed, press the
Action key on either setting to open a pick list of choices, select one and
then press Done.
See Hardware Setup, p. 4, for more information.
To view your satellite activity at any time, in the GPS screen choose GPS
Status. Here you will receive information about the quality of your current
GPS fix, your current speed and lat/long position, heading, elevation, time
and date.
GPS Options

- 51 - - 52 -
Select Options > Routing from the menu in
any guidance screen. In this screen CoPilot
gives you a variety of truck-specific routing
options.
Truck Routing Type:
CoPilot Truck’s Practical and Shortest route
types are based on ALK’s industry-standard
PC*MILER Practical routing, which models
the trade-off between taking the most direct
Routing Options
path and staying on major, high quality highways. Interstate highways are
given a higher priority than toll roads, which in turn are given a higher
priority than secondary highways, and so on. CoPilot’s Practical routings
consider distance, road quality, terrain, urban\rural classifications, truck-
restricted roads, and designated principal and secondary through routes.
Shortest routing travels the least distance where possible while maintaining
some level of practicality.
Practical or Shortest routing can be combined with any of the other CoPilot
routing options (described below, p. 51-53).
Restricted Roads:
This setting gives you a choice between Heavy Vehicle and Light Vehicle
routing. When Avoid is selected (this is the default setting), Heavy Vehicle
routing is in effect, so both truck-prohibited and truck-restricted roads will
always be avoided on routes that are calculated by CoPilot. In addition,
Heavy Vehicle routing takes nationwide 13’ 6" height restrictions into
account. A heavy vehicle is one weighing at least 80,000 pounds; a light
vehicle weighs less than 80,000 pounds.
Select Don’t Avoid to activate Light Vehicle routing. Light Vehicle routing
avoids truck-prohibited roads, but truck-restricted roads are considered for a
route. CoPilot Truck normally gives preference to Interstates, major
highways, and major thru-roads where possible.
Your guidance screen displays an indicator for the road restriction setting:
Hazmat Routing:
CoPilot Truck can calculate routes for hazardous materials based on over
twenty different road categories and four route options. Hazmat route
options include: General, Explosives (1.1-1.3), Inhalants, and Radioactive.
By default, Hazmat routing is turned off. On-screen indicators are:
When Hazmat routing is active, CoPilot will generate an on-screen alert on
prohibited roads. You must press OK to continue using CoPilot.
Note: Hazardous material routing restriction/designation data used in CoPilot Truck’s
Hazmat route calculations is based on data provided by the Federal Motor Carrier Safety
Administration (FMCSA) and various other state and federal sources.
Regardless of which restriction setting is chosen, CoPilot will display a
warning message if you turn onto a commercial-prohibited road. When
Heavy Vehicle routing is active (“Avoid” is selected), a warning message
will also pop up if you turn onto any truck-restricted road. You must press
OK to hide the alert and continue using CoPilot — these alerts never dis-
appear automatically.
Heavy Vehicle routing active (avoids all restricted roads)
Light Vehicle routing active (only truck-prohibited roads are avoided)
General
Explosives
Inhalants
Radioactive

- 53 - - 54 -
Select Guidance in the Options menu. In
the Guidance screen, the settings under
Audio Turn Warnings determine how often
and where CoPilot will give you next turn
information out loud. All, none, or some
boxes can be checked. A pick list gives the
options for Just Ahead: by default you will
be alerted 5 sec/100 ft before every turn (5
seconds or 100 feet, whichever is closest),
but you can choose to have CoPilot speak to
you sooner (from 2 - 8 seconds before each
turn, or 100 feet).
Guidance Options
The pick list under Custom Display (you need to scroll down to see it)
includes display options for the customizable data line in the Safety View
guidance screen. You can choose to have this line display the next stop
(destination), current road, nearest crossroad, nearest major road, nearest
town, current time, ETA, current speed, elevation, or heading.
Select Map in the Options menu. Settings
in the Map options screen are:
Unit — Use the pick list to choose Miles or
Kilometers as the unit of distance.
Map Rotation — Choose Heading Up to
have the map display always track your
position moving upward, or North Up to
always maintain north at the top of the map
as you drive.
Map Options
Map Colors — CoPilot offers Day and Night display modes. Colors are
darker and glare is reduced in Night mode. Choose Automatic to have the
mode switch automatically according to time of day.
Display POIs — Check to display Points of Interest (POI) on the map. If
your map is too cluttered, you may want to turn this option off.
Display Turn Restrictions — When checked, one-way streets and other
turn restrictions are noted on the map.
Toll Roads:
Select Avoid to avoid tolls. CoPilot Truck provides this routing option for
carriers who desire to avoid long stretches of toll roads. Toll avoidance
routing will avoid long stretches of toll roads but won’t take long, impractical
detours to avoid toll bridges and tunnels. For example, a route from Boston,
MA to Albany, NY will avoid the Massachusetts Turnpike, but a route from
Camden, NJ to Philadelphia, PA will include a toll bridge. May be combined
with Practical or Shortest routing.
International Borders:
This option refers to Intra-US, Intra-Canada, and Intra-Mexico routing. If
Open is selected, the route you generate will ignore international
boundaries when necessary to come up with the best route. If Closed is
selected, borders won’t be crossed; for example, if all your stops are in the
United States, the resulting route will stay in the United States even though
the most practical or shortest route would normally involve some Canadian
mileage.
National Network:
The National Network is a government-
designated system of highways originally
established by the Surface Transportation
Assistance Act of 1982. The National Network
includes the Interstate System (several minor
segments are not included), and many selected
US and state highways. Highways continue to
be added to the National Network by federal
and state governments.
CoPilot Truck National Network routing
represents distances and driving routes which
are most reasonable and legal for the larger trucks authorized by the Surface
Transportation Assistance Act of 1982.
If Favor is selected, CoPilot’s calculated routes will stay on the National
Network to the maximum extent possible. Given that many areas are not
directly served by the National Network, the origin and stop-offs of your route
may not be on the National Network. In these cases CoPilot will take the
shortest reasonable path from the origin and stop-offs to the Network.
Select Favor with 53’ Trailer for enhanced routing specifically for 53’ trailers.
Either National Network option may be combined with Practical or Shortest
routing.

- 55 - - 56 -
Select POI Alerts in the Options menu.
To toggle the POI Alerts feature on or off,
press the Action key on Enable POI Alerts.
This screen also lets you change settings
that determine when and where alerts will be
activated.
When POI Alerts is enabled, CoPilot will
alert you with a verbal prompt each time you
approach a Point of Interest on or near your
route. A screen alert will also appear (like the
one shown at left), giving you the option to:
1- Add the POI as a stop on your route
2- Ignore (you can also press Cancel)
3- Go back to the previous screen alert
4- Move forward to the next screen alert
You can select one category of POI that you
want to be alerted to from the Category list.
POI Alerts
Select Live in the Options menu.
CoPilot Live allows you to maintain two-way
communication with drivers who are using
CoPilot and to actually see where they are
currently located. You can do this using a
computer with CoPilot installed or from our
CoPilot Live web page.
See CoPilot Live Communications, p. 75-77,
for a complete description of these features.
Live Options
Select Upgrade License in the Options
menu. This screen enables you to upgrade
your current version of CoPilot (see p. 8).
Upgrade License
See Real-Time Traffic Information, p. 78-81.
Traffic Options

- 57 - - 58 -
CoPilot Modes
CoPilot has four modes of operation on your Smartphone. To switch modes,
press Menu > Mode in the My Stops screen or any guidance screen.
Guidance Mode
In Guidance Mode, you enter one or more destinations, then press Start
Driving to start driving and receive guidance. This mode provides you with
on-screen and spoken driving directions and other information relevant to
your trip, such as estimated time of arrival (ETA) and distance to the next
stop.
To receive driving directions and other data, you must have a GPS receiver
that CoPilot recognizes and the receiver must be in a good position to
receive signals.
Navigating Mode
While in Navigating Mode, CoPilot will track your position as you drive.
Unlike in Guidance Mode, you won’t receive turn instructions or voice
prompts.
This tracking feature is an ideal way to see your location on the map if you
don’t want to be distracted by CoPilot’s guidance features. Note that you
must have a GPS signal.
Walking Mode
Take CoPilot with you wherever you go! Walking Mode provides an as-the-
crow-flies distance and direction line to your destination, directions that are
perfect for walking. A GPS receiver must be attached and receiving signals.
Planning Mode
Planning Mode lets you use your Smartphone as a pre-trip planning tool or
easy-to-use reference guide. Planning Mode lets you view static maps and
directions without the need for a GPS receiver.
You can select one type of POI that you want
to be alerted to from the Type list.
In the Show POIs this far ahead screen,
set the distance at which you would like to
receive an alert as you approach each POI.
(The CoPilot default is .2 miles.)
You can use the Show POIs that are: pick
list to increase the number of alerts you
receive by selecting Near My Route.
(By default, CoPilot detects only POIs that
are directly on your route.)

Trip Planning On Your Smartphone
You can use CoPilot on your Smartphone for trip planning whether or not
the GPS receiver is connected and receiving data. In Planning Mode you
can run a trip even when you're not in your car. You'll get driving directions
and maps to use as a reference before your trip begins.
- 60 -
1. First turn on your Smartphone
and launch CoPilot. In the My
Stops screen, press Menu >
Mode and select Planning.
2. The My Starts & Stops screen
will open. Press the Action key
on <Add a Stop>, then add
stops to your trip.
5. In the Map screen, the View
menu gives you a choice of
three map views: Start Map
(zoomed to your starting
location), Last Stop Map
(zoomed to your final destina-
tion), and Trip Map (zoomed out
to show the whole route).
6. To see driving directions, press
View and select Itinerary.
3. You should enter stops in reverse
order (destination first, origin last)
— the first stop in the My Starts &
Stops list is the starting point
of your trip. Press the Directions
softkey when all stops have been
entered to generate an Itinerary.
4. Now you’ll see your route on
the map.
- 59 -

Trip Planning On Your Desktop
You can use CoPilot's desktop functions to map out routes and print maps
and driving directions before getting on the road. Desktop trip planning is
an additional feature of CoPilot that is in no way connected to using your
Smartphone for route guidance.
On the following pages you will find brief descriptions of CoPilot’s desktop
trip planning capabilities. For more detailed descriptions, open CoPilot Help
from the desktop application (Help menu > Help Contents and Search, or
click the Help button on the toolbar). Go to Desktop Trip Planning in the
Contents tab.
To begin planning a trip on your desktop, click the Planning icon in the
sidebar to the left of the map. Using the drop-down menus you can select
from a number of planning features. Many of these features can also be
accessed from the toolbar. Place your cursor on any toolbar button without
clicking to see what it does.
- 61 -
New Trip button or New
Trip in the File menu.
Opens the Trip Planner window where you can create a new
trip, arrange the order of stops on your route, add or edit
Favorites (these can be downloaded to your Smartphone
along with map data), search for Points of Interest, or use
your Contacts database to add stops to your trip. Click Run
to receive driving directions and a map.
New Trip
Edit Trip button or Edit
Trip in the Trip menu.
Takes you back to the Trip Planner window
where you can edit stops on your existing trip
or click Clear to delete all stops and begin a
new trip.
Edit Trip
Run Trip
Run Trip button or Run
Trip in the Trip menu.
Generates the route for the trip
you entered. Displays a
detailed Trip Summary, Map
and Driving Directions.
- 62 -

Print button or Print... in
the File menu.
Takes you to the standard Windows Print
options for printing the active window that
contains your map or driving directions.
Activate the map or directions by clicking on
it or selecting it in the Window menu.
Select Print TravPak... from the File menu
to print driving directions, an overview map,
and a zoomed map of each stop.
Help button or Help
Contents and Search in
the Help menu.
Opens the CoPilot Help window with the
Contents tab open on the left. From here
you can search for help by topic, use the
Index, or Search for a word or phrase.
Open Trip button or Open
Trip... in the File menu.
Opens a standard Windows dialog
where you can select a saved trip to
open in the Trip Planner window.
Open Trip
Save Trip button or Save
Trip.../Save Trip As... in
the File menu.
Opens a standard Windows dialog where
you can name your trip and save it to your
hard drive either before or after running it
in the Trip Planner.
Save Trip Print
Help
- 63 - - 64 -

Zoom In button or
Zoom In in the Map
menu.
Each time you click
this button, your view
will be zoomed in by
one increment. The
zoom level is shown
in the title bar of the
map window.
Zoom Out button or
Zoom Out in the Map
menu.
Each time you click this
button, your view will be
zoomed out by one
increment. The zoom
level is shown in the title
bar of the map window.
Zoom In More Detail
Less Detail
Zoom Out
More Detail button or
Detail > Show More
in the Map menu.
Click once to increase
the level of detail you
see on the map by
one increment without
changing the zoom
level.
Less Detail button or
Detail > Show Less in
the Map menu.
Click once to decrease
the level of detail you
see on the map by one
increment without
changing the zoom
level.
- 65 - - 66 -

Zoom to Region
button or Zoom
Region in the Map
menu. This function
allows you to zoom
your map view to a
specific area. Choices
in the sub-menu will
depend on which
CoPilot data region(s)
were purchased.
Refresh Map button
or Refresh Map in
the Map menu.
When scrolling
through a map you
may notice it takes a
few seconds for all
the data to catch up.
This function will snap
the entire screen to a
new map.
Zoom To Region Pick Stops
Options (Tools Menu)
Refresh Map
To turn on Pick Stop mode,
click the Pick Stops button
or right-click on the map
and select Pick Stops.
Then click on any point to
enter it as a stop. Your
map view must be zoomed
in to level 11 or 12 (level is
displayed in the CoPilot
window title bar).
Select Options from the drop-
down Tools menu.
In the dialog that opens, you can
choose to enter the point as a start
place, a waypoint, or a destination.
In this window you can change the way you view your desktop maps and
various application settings. For example, in the General tab you can
choose the measure of distance (miles vs. kilometers), and the Map tab
lets you adjust the appearance of features on the map such as roads and
points of interest.
- 67 - - 68 -

Select Landmark Reporting
from the drop-down Trip
menu.
Use the drop-down Help menu to
access CoPilot Help for assistance
with all aspects of the software and to
quickly access ALK’s web site.
(For North America only) In this menu
you will also find helpful travel links
and a link to the ALK data corrections
e-mail address. With street-level data
changing every day, you may discover
some errors. Please drop us an
e-mail. With your help we will be able
to improve our map data with every
update.
Landmark Reporting
Help Menu
Reference: CoPilot on Your Desktop
The following is a guide to the main screens you will see as you use
CoPilot on your desktop/laptop computer for trip planning.
Map Window
Trip Planner Window (Cities & Addresses)
Menus and toolbar buttons
to access all of CoPilot's
desktop features.
Click on a tab to frame any
stop on your route.
Your planned route with
stops. Zoom to a stop and
move your cursor over any
street to see its name.
Distance Scale.
Latitude/longitude position
of your cursor on the map.
Click Cities and Addresses.
Enter city name and state,
or ZIP code. Enter an
address (optional), with the
option to add a Name to it.
Click the Add Stop button to
add the stop to the Itinerary.
Move stops up or down on
your Itinerary, zoom to a stop
location on the map, delete a
stop, or add a favorite.
See p. 73 for routing options.
In this window you can control how
many landmarks CoPilot points out
when generating driving directions.
- 69 - - 70 -

Trip Planner Window
(Points of Interest)
Trip Planner Window (Favorites)
Click Points of Interest tab.
Enter a city or ZIP code
in which you would like to
search, a radius within which
to search, and choose a
category and type from the
drop-down menu.
You can also enter a name to
narrow down the search in the
POIs that start with box.
Click the binoculars to start
the search.
You will be given a list of
matches to your search
criteria. Highlight your
selection and click Select.
Click the Add Stop button to
add it to your Itinerary.
Select Favorites tab.
Highlight a selection from
your list of places by clicking
on it. You can zoom to it on
the map, or Delete it from the
list using the buttons to the
right. Click the Add Stop
button to add a favorite to your
Itinerary.
See p. 73 for routing options.
Trip Planner Window (Contacts)
Driving Directions and Map (Split Screen)
Enter a contact’s first or last
name and press <Enter>.
CoPilot will search your
Contacts database for matches.
Select the Contacts address
type (as defined in Outlook) to
get the appropriate address,
then click the Add Stop button
to add it to your Itinerary.
When you click Run in the Trip Planner window, your route will be
calculated and driving directions and a map will display. To print either
one, click on it and choose Print from the File menu. To print directions
plus all map views, choose TravPak Printing.
Atlas, Start, and End
tabs will zoom to the map
view of those places
respectively.
Driving directions give you turn-
by-turn instructions including
ramps and exits, and distance
and time between turns.
- 71 - - 72 -

Routing Options
Click the Options button in the
Trip Planner window to access
CoPilot routing options.
In the Trip Options window you
can change various routing
preferences. The Routing Type
and Routing Options here are
the same as the options on your
mobile device (see p. 51-53).
The Optimize option affects
how stops are ordered when you
choose to optimize your list of
stops for the most efficient stop
order. Keep destination will
keep the last stop fixed. Choose
Optimize all stops to include the
last stop in the optimization. The
first stop always stays the same
in an optimized route.
Under Units, choose to have
route distances reported in Miles
or Kilometers.
Click Advanced to set general
road preferences.
Drag the sliding bars to the left or
right to avoid or favor each road
type.
Set the road speeds CoPilot uses
in its route calculations for each
type of road by either typing or
clicking the up and down arrows
under Rural and Urban for each
road type.
Trip Summary
Fuel Cost Calculator
To calculate an estimate of your
fuel costs for a trip, select Fuel
Cost Calculator from the Trip
menu before you run your route.
Fill in the average cost per
gallon of fuel that you expect to
pay, and the distance per gallon
you can expect to get in your
vehicle. Click OK, then run your
trip. A fuel cost estimate based
on what you entered will be
calculated and shown in the Trip
Summary that CoPilot creates
for every trip you run.
- 74 -
- 73 -
Select Run in the Trip Planner
window to run the trip.
The Trip Summary will show start
and end places, and the number
of stops in between them.
Total distance and time for trip.
Estimated fuel cost for your trip
based on entries in the Fuel Cost
Calculator (Trip menu).
Click OK to view map and
driving directions.

Copilot Live Communications
CoPilot Live allows you to maintain two-way communication with drivers
who are using CoPilot and to actually see where they are currently located.
You can do this using a computer with CoPilot installed or from our CoPilot
Live web page.
Using this CoPilot Live functionality requires the following:
1) If you want to track and message other drivers from a desktop
or laptop computer: Your PC must be connected to the internet
and CoPilot must be installed; or, if your computer does not have
CoPilot installed, you must have access to our CoPilot Live web page
through a normal web browser.
2) If you want others to track and send messages to you: CoPilot
Live must be running on your Smartphone in your vehicle. You must
have a wireless Internet connection.
About the CoPilot Live Web Page
As a CoPilot user, you can create an account on our website that allows
your family, friends, and coworkers to "see" you and communicate with you
anywhere in the world!
Through the website you can do all of the following:
1) Send text messages to CoPilot users on the road, using large,
customizable, one-touch response buttons to ensure driver safety.
2) Real-time tracking of other people who are on the road. See their
current location, destination, ETA and much more on a map.
3) Send trip itinerary updates including new stops and revised
destinations — you can coordinate a change in plans with someone
who's on the road right now.
4) Create an online account from where you can send temporary or
permanent tracking numbers to friends and family, giving you tighter
control of the security so you know who has access to you while
you're on the road. You can also create and join groups with other
CoPilot users, and manage all your account preferences.
To see a demo and read more about CoPilot’s Live capabilities, visit ALK’s
CoPilot Live web page at http://live.alk.com (North America) or
http://live.alk.eu.com (Europe). Click the Demo or Help button at the top
of the home page.
Setting Up a CoPilot Live Web Account
To use Live capabilities, your Smartphone must have a wireless Internet
connection.
1. Create your account on the CoPilot Live web site.
a. Go to the web site for your region:
i. North America: http://live.alk.com/newaccount.aspx
ii. Europe: http://live.alk.eu.com/newaccount.aspx
b. Choose a username and password that you will use to login to
the CoPilot Live network.
c. Fill in the rest of the required information.
d. Click "Submit" to create your account.
2. Account maintenance
a. You can log in to your account here:
i. North America: http://live.alk.com/login.aspx?user=
ii. Europe: http://live.alk.eu.com/login.aspx?user=
b. Once logged in to your account, you can manage your user
profile and Live Invitations.
3. Set up your Smartphone to log in to your CoPilot Live account.
a. Press Menu > Options, then press Live.
b. Press Login.
c. Check "Enable Live Messaging".
d. Enter your account information:
i. Screen name: enter a name that will identify you to the
person on the other end for messaging and tracking.
ii. User name: Enter the user name you created in Step 1.
iii. Password: Enter the password you created in Step 1.
e. Press Done. You will have to restart your phone for these
changes to take effect.
NOTE: Your screen name, user name, and/or password can be
changed as many times as you like. However, you’ll need to
change your user name or password on the Live Web page before
changing them in CoPilot. This is not required for your screen
name.
- 75 - - 76 -

4. Set up your desktop to log in to your CoPilot Live account.
a. Open the CoPilot desktop program.
b. Click Tools, then click Options.
c. Click on the Live tab.
d. Check "Enable Live Network".
e. Enter the user name and password you created on the web
site.
You are now set up for messaging and tracking from within CoPilot in
Live Mode or on the web!
Additional Options on the Smartphone
With CoPilot open on your Smartphone, do the following to access
additional Live options:
1. Press Menu > Options, then press Live.
2. Available settings:
a. Hide Messages After: This setting determines the length of
time a message will be displayed before it is automatically
hidden. To retrieve a hidden message, press Menu > Options
> Live > History.
b. Broadcast Position Every: This setting determines how
frequently your GPS position is sent to the web site.
c. Invitations: You can email Live Invitations so others can go to
the web site and view your location on a map and send you text
and trip messages.
d. History: View messages that you chose to defer or were
automatically hidden.
- 77 - - 78 -
Real-Time Traffic Information
In addition to providing users with pre-trip planning and GPS route guidance
capabilities, CoPilot uses wireless communications to automatically send
real-time information to drivers, notifying them of traffic incidents along the
route ahead and potential alternate routes. As soon as the user selects a
destination, CoPilot will provide dynamic driving directions and regularly
updated traffic incident reports.
Real-Time Traffic in Guidance Mode
In Guidance Mode, CoPilot provides regularly updated traffic incident
reports and alternate routes based on the user's destination and route
ahead.
NOTE: In Guidance Mode CoPilot must have GPS acquisition, a user-
inputted destination, and Internet access in order to provide real-time traffic
information.
Traffic Options
To configure traffic options, on your Smartphone select Menu > Options >
Live > Traffic.
Traffic Icon Display
CoPilot obtains traffic content from the server and displays the information
in its maps and itinerary.
Map Display
Traffic incidents are displayed on the map as numbered, colored triangular
icons. Any of the four icons below are used to reflect the location(s) and
severity of traffic congestion where:
= Most severe
= Second most severe
= Third most severe
= Least severe

Traffic Report Content
Provided that CoPilot has GPS acquisition, a user-inputted destination, and
access to the Internet, it will provide regularly updated traffic incident
reports in Guidance Mode. As soon as the user selects a destination,
CoPilot begins providing dynamic driving directions as well as regularly
updated incident reports that include traffic incidents along the route ahead
as well as potential alternate routes.
To configure traffic settings, on your Smartphone select Menu > Options >
Live > Traffic.
Check Traffic
In addition to providing automatic traffic reports, CoPilot also allows users to
manually check traffic on the route ahead. To manually check traffic, select
Menu > Traffic > Check Traffic.
Traffic Report
Whether automatically provided by CoPilot or manually requested by the
user, detailed traffic incident information is conveyed in the Traffic Report.
Incident severity is indicated by the colored bar at the top of the screen.
See Traffic Icon Display (previous page) for an explanation of the four
colors and their corresponding severity levels.
CoPilot details the number of traffic incidents detected, the particular
incident being referenced, as well as the distance from your current location
or inputted origin to that incident.
Press 1to Avoid the incident or 2to Ignore it. Press Done to calculate the
new route. CoPilot will use your default incident action for unviewed
incidents.
Clear Traffic
To remove all Traffic routing, select Menu > Traffic > Clear Traffic.
- 79 - - 80 -
Traffic report showing severe
congestion 17.7 miles ahead.
“Avoid” had been selected, and
CoPilot will now route around this
congestion.

Technical Support
After registering your software (see below), you're entitled to technical
support and discounts on new versions of CoPilot Truck | Mobile. Check
out ALK’s web site for technical support documentation and posted answers
to common questions. If the web site does not provide an answer to your
question, technical support for registered users is available during standard
business hours (9:00 am - 5:00 pm Monday-Friday). You should be at your
computer and have your Installation Product Key available when you
contact us (this code can be found on the front cover of the printed Quick
Start that came with the product or on the supplied Product Key card).
Please be sure to reach us using the contact information for your region
shown below. We are sorry, but our support staff in ALK’s regional offices
cannot respond to requests for assistance outside the areas they serve.
North America - Web: www.alk.com, E-mail: cptsupport@alk.com,
Fax: 609-252-8166, Phone: 800-377-6453
Europe - Web: www.alk.eu.com, E-mail: uksupport@alk.eu.com,
Postal: Suite 8, 4 Bloomsbury Square, London WC1A 2RP, UK
Phone: +44 (0)207 404 4222
Australia - Web: www.travroute.com.au/support.html,
E-mail: support@travroute.com.au, Phone: 03-9855-1498
Using Help Files
CoPilot provides extensive Help Files, available on your desktop/laptop and
your Smartphone, to guide you through the program as you use it.
To access Help on your Smartphone, once the CoPilot application is
launched, press Menu > Help.
In the desktop application, click on the Help button in any window to open a
Help topic that describes how to use that window, or use the Help menu.
Software Registration
Registered users are entitled to technical support, discounts on new
versions of CoPilot, new product information, and software enhancements.
NOTE: Software activation does NOT register your software, they are two
separate processes.
In North America: Go to www.alk.com and click "Support Center"
In Europe: Go to www.alk.eu.com and click "Support Center".
- 81 - - 82 -