Avaya 2050 Ip Softphone Users Manual Bulletin #/ Goes Here
2015-06-01
: Avaya Avaya-2050-Ip-Softphone-Users-Manual-737172 avaya-2050-ip-softphone-users-manual-737172 avaya pdf
Open the PDF directly: View PDF
.
Page Count: 26

avaya.com
Product Bulletin
Bulletin Number: P-2010-0033-Global
Date: 04 June 2010
Avaya 2050 IP Softphone for Windows PC Release
4.0 (Build 014) General Availability – Global
Revision History
Date Revision # Summary of Changes
18 May 2010 Original bulletin This is the original publication
04 June 2010 Revision 1
Updated to include support for SRG
50 and up-rev to build 014 to address
license timeout issues with original
4.0 release.
1.0 Introduction
Avaya is pleased to announce the general availability of the 2050 IP Softphone 2050 Release 4.0 (Build 4.00.014) for Windows PC.
This release delivers several minor enhancements to the 2050 IP Softphone as well as a large number of fixes.
This release is being provided as a no charge update to all customers who have purchased or upgraded to Release 3.0.
Note that this release is for Windows PC on Communication Server 1000 and Communication Server 2100. Release 4.0 is also now
supported on the Avaya Business Communication Manager (BCM) and Avaya Survivable Remote Gateway (SRG 50).
1

avaya.com
2.0 New Features and Enhancements with 2050 IP Softphone Release 4.0
Rebranding
As a result of the alignment for growth between Avaya and Nortel Enterprise Systems, the product has been renamed to “Avaya 2050
IP Softphone”. In addition, all logos, icons and color schemes have all been updated to Avaya standards.
The application now installs into the C:\Program Files\Avaya folder by default. As well, a new ‘Click to Accept‘ license agreement is
presented at installation.
Node-Locked Licensing
Software licensing was introduced with the 2050 IP Softphone Release 3.0 for Windows PC client. Software licensing eliminates the
requirement to purchase a CDROM copy of the 2050 IP Softphone client application on a per-desktop basis.
With Release 4.0, support has been added for ‘Node-locked’ licenses that allow a license to be associated with a specific instance of
the application, based on the Hardware ID or Media Access Control (MAC) address of the network interface where the client is
installed. This eliminates the need for a license server located on network. Also, with node-locked licenses, occasional or roaming
users who may only have intermittent connectivity to a license server can continue to use the client beyond the 30-day grace period.
The server-based licensing model introduced in Release 3.0 is still supported in Release 4.0 and remains unchanged. Customers will
be able to select which type of license is desired when creating the licenses in the KRS tool.
Note: At the time of release, the ability to generate node-locked licenses through KRS is not available. Planned availability is with the
10.06 release of KRS, July 5th 2010. A follow-up bulletin be issued at that time to provide additional details.
Secure Signaling using DTLS
2050 IP Softphone Release 4.0 delivers the capability to encrypt the signaling communication between the client and the call server
using standards-based Datagram Transport Layer Security (DTLS). DTLS guarantees a secure connection between the telephone and
the call server ensuring the integrity and confidentiality of call control.
2

avaya.com
Support for DTLS was introduced with Communication Server 1000 (CS1000) Release 6.0 and requires the following patches for
proper operation:
nortel-cs1000-tps-6.00.18.65-07.i386.000
nortel-cs1000-csv-6.00.18.65-04.i386.000
These patches are available for download from the www.nortel.com/support website.
Additional information on support for DTLS on Communication Server 1000 can be found in this document as well as in updated
CS1000 Release 6.0 Product Bulletin and NTP documentation, and in Communication Server 1000 Security Management
Fundamentals NTP, NN43001-604 04.AC. Updates will be provided as more details become available.
The alternative to secure signaling between the 2050 IP Softphone and the Communication Server 1000 is to deploy the Secure
Multimedia Controller (SMC) 2450.
The DTLS feature is enabled/disabled on the 2050 IP Softphone via the DTLS checkbox on the server settings screen.
This feature also requires the installation of a Certificate on the PC for proper operation. This must be installed by the customer at the
time of deployment. The customer may use their own Certificate Authority (“CA”) or may use “UCM” CA that is part of CS1K R 6+.
Refer to the Technical Advisements section for further information on installing certificates.
Secure Call Recording
Secure Call Recording adds the ability for secure call recording to external device (Avaya, Cyber, Nice, Other) using Duplicate media
stream encryption. 2050 IP Softphone Release 2.2 added support for dual audio streams (where the second audio stream is sent to a
call recorder), however, the duplicate audio stream was sent unencrypted to a call recorder. Since the audio stream to the call
recorder was not encrypted, the audio stream could potentially be captured and be reconstructed by a third party. This vulnerability
compromised the confidentially and integrity of the communication.
2050 IP Softphone Release 4.0 now delivers the capability to encrypt the communication between the Softphone and the call recorder.
The DTLS with SRTP extensions protocol is used to establish the secure connection from the IP phone to the call recorder and to
exchange SRTP keys. Once the connection is established and the keys exchanged, the SRTP protocol is used for the actual media
encryption and authentication.
3

avaya.com
Support for Secure Call Recording (SCR), is a joint effort between the IP Phone and the Avaya Contact Recording and Quality
Monitoring (CRQM) solution. The 2050 IP Softphone software must be at Release 4.0 or greater, the Communication Server 1000
must be at Release 6.0 or greater, and the Avaya CRQM must be on Release 7.0 or greater.
The model used to secure the media stream sent to the call recorder is called “mirror mode”. In this mode, the decision on whether or
not to encrypt the secondary media stream being sent to the call recorder is based on the secure state of the primary media stream. If
the primary media stream (between the two calling parties) is encrypted, so too will be the media stream sent to the call recorder. If the
primary media stream is not encrypted, the media stream sent to the call recorder will also not be encrypted. The ability to encrypt the
media stream sent to the call recorder, independent of the encryption status of the primary media stream, is not available.
To provision SCR, two new parameters have been added to the Audio section of the Settings screen:
Vendor Type:
- Avaya (default)
- Cyber
- Nice
- Other
Mirror Mode Type:
- Never encrypted (do not encrypt the stream to the call recorder)
- Same as primary (encrypt the audio stream to the call recorder based on the encryption status of the primary stream)
SCR requires that the 2050 IP Softphone and the call recorder share security credentials to establish a secure connection. The Avaya
call recorder ships with a certificate installed allowing “out of the box” secure connections with the Avaya CRQM solution. However, if
the customer wishes to use their corporate Certificate Authority (CA) then a customer root certificate must be installed on the PC.
Please refer to the Technical Advisements section for details on installing certificates.
For additional information on Avaya CRQM solution and its support for Secure Call Recording, please refer to the CRQM 7.0 Planning,
Installation and Administration Guide NN44480-300 found on the Technical Support Portal.
4

avaya.com
Incoming Call Pop-Up Enhancements
With Release 4.0, the incoming call pop-up window is now displayed after new call is ringing and is then updated in run time as soon
as cookie with data is received. Also, along with CS1000 Release 7.0, a new ‘KeyNumber’ cookie has been integrated to indicate
which DN the next cookie is for. This functionality allows support of incoming call pop-ups for multiple calls.
Note that pop-ups are not supported for KEM.
Note that with CC6 Call centers there is a limitation where Caller ID and Caller Name information are not provided. In this case, the
2050 IP Softphone R4.0 will display NA/NONAME in the window.
3.0 Quality Improvements
The Avaya 2050 IP Softphone Release 4.0 contains numerous resolved issues and closed cases. The list of resolved customer
reported issues since Release 3.4 are listed below.
Case ID Description
091210-67218
091216-70624 2050 is not marking QoS values in packets (see Technical Advisory Section)
091030-43866 IP Call Recording stops working after retrieve call from Hold
091203-63291 Unable to configure annotation feature keys in Expansion Module.
091008-30561 i2050.exe process does not release GDI Objects
100224-05132 2050 IP Softphone on CICM: Delay when hanging up from a call
100310-13208 Configuration tool does not support customized skins
100312-14320
Configuration tool errors when applying Node/TN info.
The configuration tool will now allow empty values for any parameter in the
config.ini file and will not overwrite the registry entry if it is blank. This allows
customers to upgrade to new configuration settings without changing selected
values such as the Node/TN information that may already be set in the registry.
100405-25547 Inconsistent behavior of IP 2050 Settings for first launch if ConfigurationTool
090812-96650 GN Netcom 8110 USB adaptor does not work on the docking station
4.0 Supported Platforms
Operating Systems
Microsoft® Windows XP™ (Service Pack 3)
Microsoft® Windows Vista™ (Service Pack 1)
Microsoft® Windows 7™
Note 1: 64 bit versions of Microsoft Windows are not supported.
Note 2: Although the 2050 IP Softphone may run in VDI (Virtual Desktop Infrastructure) environments such as VM Ware and Citrix Xen
Desktop, these are not supported at this time. Avaya will be testing in these environments and support will be announced in the near
future.
5

avaya.com
Call Servers
Avaya BCM 50 Release 3.0, 5.0
Avaya BCM 450 Release 1.0, 5.0
Avaya CS1000: Release 5.5, 6.0, 7.0
Avaya CS2100: CICM 10.1 MR2 on Release SE10, SE11 and SE13
Avaya SRG 50 Release 5.0
Note 1: The upcoming BCM Release 6.0 will be required for caller id information to be displayed in incoming call pop-up window as
well as support of the Soft-Expansion module function.
Note 2: CS1000 Release 5.5 requires patch MPLR25653 for the incoming call pop-up feature to work properly.
6

avaya.com
5.0 Technical Advisements
6.1 Windows 7 Program Compatibility Assistant Pop-up Message
Occasionally, the screen below will be displayed when a non-administrator user exits the settings menu on Windows 7. If a user
selects the option “Open the control panel using recommended settings” then next the 2050 Settings applet can be launched only
under administrator privileges. If a user selects “This control panel works correctly” then next the 2050 Settings applet can be
launched by non-power user as usual. In both cases this assistant pop-up message will not be shown except a user presses Cancel.
The root cause of this issue has been identified and will be corrected in a future release. Users should select the “This control panel
works correctly” option.
6.2 Enabling GQoS Settings.
With Microsoft Windows XP Service Pack 3 and Windows Vista Service Pack 1, Microsoft has changed the method for setting the
Global Quality of Service settings. It is now necessary to set GQoS with the Group Policy Editor for all versions of Windows using the
steps below.
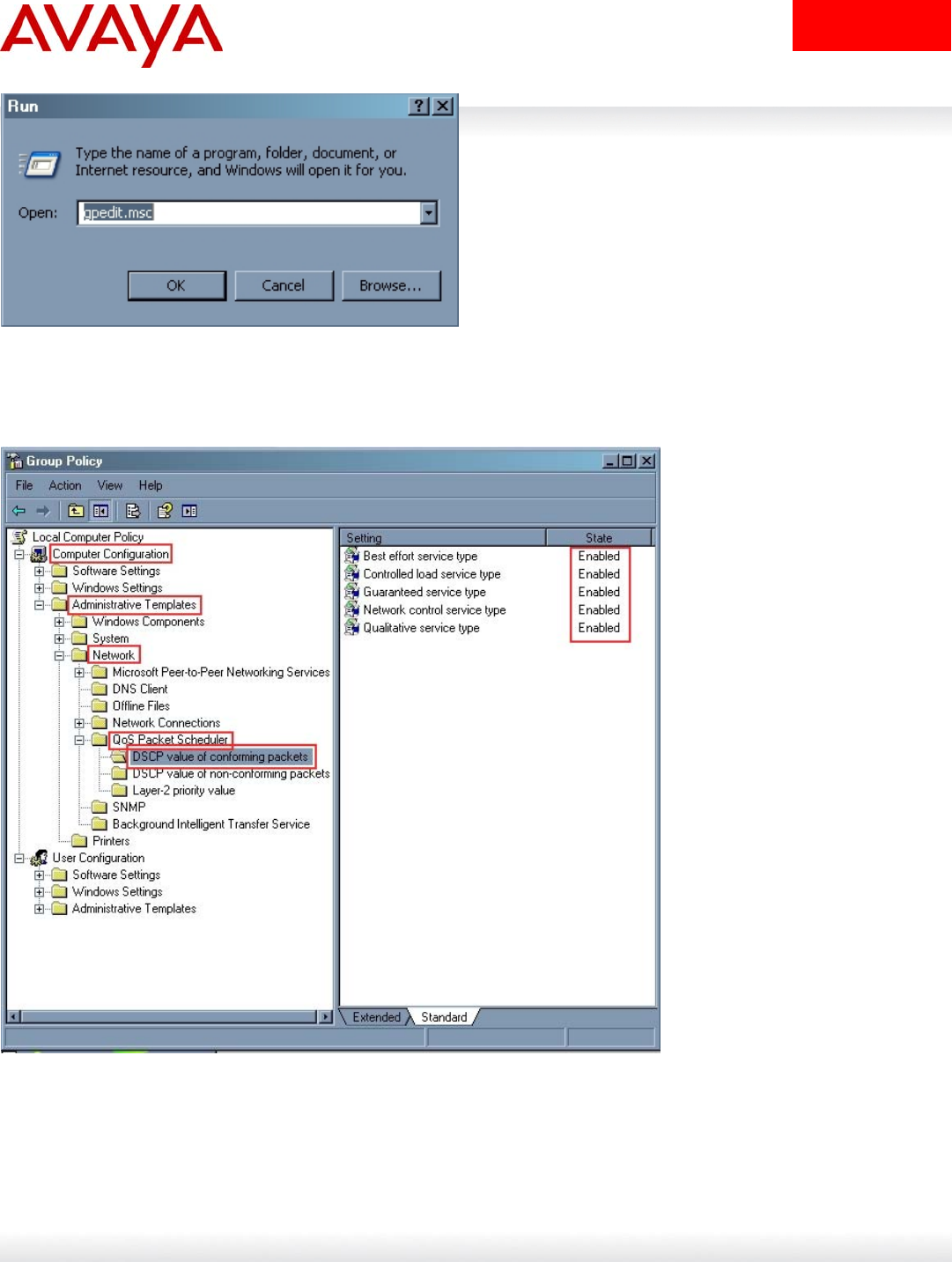
1. Fromthestartmenu,clickRun.
7

avaya.com
2. IntheOpenbox,type“gpedit.msc”andthenpressOK.
3. Ontheleftsidefollowto“ComputerConfiguration”‐>“AdministrativeTemplates”‐>“Network”‐>“QoSPacket
Scheduler”‐>“DSCPvalueofconformingpackets”.
4. Checkifsettingsontherightsideareenabled.
5. Foreverydisabledsettingusestep6.
8

avaya.com
6. Doubleclickonthedisabledsetting,clickthe“Enabled”radiobutton,andconfigureDSCPifitisneededand
pressOK.
Next, the “QoS RSVP” service must be started using the following steps:
1. Fromthestartmenu,clickRun.
2. IntheOpenbox,type“services.msc”andthenpressOK.
9

avaya.com
3. Ontherightsidefind“QoSRSVP”.Ifit`sstatusisn`t“Started”thenusestep3.
4. Doubleclickon“QoSRSVP”,fromdropdownlistboxselect“Automatic”,click“Start”andthenOK.
10

avaya.com
Finally, the following steps detail how to enable the QoS Packet Scheduler for network
connection
1. Fromthestartmenu,clickControlPanel.
2. Doubleclickon“Networkconnections”.
3. Rightclickonthedesirednetworkconnection.
4. Click“Properties”fromtheappearedcontextmenu.
11

avaya.com
5. Find“QoSPacketScheduler”andmakecheckit`scheckboxifit`snotandthenpressOK.
12

avaya.com
6.3 Installing Certificates for DTLS
1. Obtaintheclientcertificatein*.derformat.Ifit’ssamein*.pemformatthenrenameitto*.der.
2. Copytheclientcertificatetoadesiredmachinewherethei2050R4.0isattemptedtobeused.
3. Logonasanadministrator
4. Double‐clickonthecertificate.
5. Press“InstallCertificate…”.TheSetupWizardwillbestarted.
13

avaya.com
6. PressNext
7.
8. Selectthesecondoption:Placeallcertificatesinthefollowingstore.ClickBrowsebutton
14

avaya.com
9.
10. ChecktheShowphysicalstores
11.
12. SelectTrustedRootCertificationAuthorities‐>LocalMachine
13.
14. PressOK
15

avaya.com
15.
16. PressNext
17.
18. PressFinish
19. Iftheimportwassuccessfulthemessageboxisappeared:
16

avaya.com
20.
To look for certificates installed on the machine:
1. Runasanadministratorthecommand:
run certmgr.msc
2. Thefollowingwindowwillbeshown
3.
4. SelectView‐>Options‐>Physicalcertificatestores
17

avaya.com
5.
6. PressOK
7. BrowsethetreeofcertificatetoTrustedRootCertificateAuthorities‐>LocalComputer‐>Certificates
8.
9. Inthetableontherightsidefoundthecertificateinstalled
18

avaya.com
10.
19

avaya.com
6.0 Ordering Guidelines and Procedures
The 2050 IP Softphone Release 4.0 for Windows PC is generally available globally as of May 18th, 2010.
Software licensing was introduced with the 2050 IP Softphone Release 3.0 for Windows PC client. Software licensing eliminates the
requirement to purchase a CDROM copy of the 2050 IP Softphone Release 3 client application on a per-desktop basis. Instead, Right-
to-Use Licenses are purchased from Nortel’s Keycode Retrieval System (KRS) which is accessible via the Nortel support portal at the
link below:
www.nortel.com/support/tools/krs.
Additional information on generating and retrieving keycodes is provided in a later section of this notice.
Ssoftware licensing is based on “pool-of-users” approach to provide increased cost-effectiveness to customers. For example, if a
customer has identified that they have 100 active users of the 2050 IP Softphone Release 3 client at any given time out of a total
population of 500 2050 IP Softphone users, then they should plan on purchasing 100 (or more) licenses to support their employees.
An active (or “checkout”) license is required in order to make a call with the 2050 IP Softphone Release 3 client. Licenses are hosted
on a Licensing Server, which is a customer supplied PC and is located at the customer premise.
Two order codes are established with 2050 IP Softphone. There is a Right-to-Use (RTU) license for new 2050 IP Softphone Release
4.0 client purchases. An upgrade Right-to-Use license has been established offering a discount for installed base customers of
Release 1.x and 2.x wishing to upgrade to Release 4.
New Purchases:
PEC Description
NTDW84BA 2050 IP Softphone New User License
Upgrades from 2050 IP Softphone Releases 1.x/2.x to Release 4:
PEC Description
NTDW84CA 2050 IP Softphone Upgrade License from Rls 1 and 2
Note: The Software CD Package will not be available for the 2050 IP Softphone Release 4.0. The full release is available for download
from the Technical Support web site. Refer to the following section for additional details.
Upgrades from 2050 IP Softphone Release 3.x:
Customers who have previously purchased and installed an earlier version of 2050 IP Softphone, may download this maintenance
release from www.nortel.com/support using their existing licensing. Please refer to the following section.
20

avaya.com
7.0 Software Download
Those users who have purchased and installed Release 3.0 and later may proceed to download the upgrade version of 4.0. If the
software has not been installed, the full installation must be done first:
Full Software Download Instructions:
To download the complete software file from the Nortel web site, follow these instructions:
Note: You will need to login to complete the steps below.
1. Access the www.nortel.com/support web site.
2. Select “Phones, Clients & Accessories”.
3. Select “2050 IP Softphone” on the Phones, Clients & Accessories page.
4. Select “Software Downloads” on the 2050 IP Softphone page. Select “Major Release”
5. Select the “2050 IP Softphone Release 4.0” link.
6. Download either the .exe file or the Windows MSI file as required for the 2050 IP Softphone client software which is installed on
each PC.
7. Download the “Licence Server Software” which is installed on a customer-provided PC and provides licences to each installed 2050
IP Softphone client.
8. Refer to the applicable NTP for instructions on installing and configuring.
Release 4.0 Upgrade Software Download Instructions:
Note: Users are advised to uninstall any previous versions of the 2050 IP Softphone application before upgrading to Release 4.0. This
may be done through either the Start menu or selecting “Uninstall 2050 IP Softphone” or through the Control Panel using “Add or
Remove Programs”. All user settings are retained in the registry after un-installation.
To download the upgrade file from the Nortel web site, follow these instructions:
Note: You will need to login to complete the steps below.
1. Access the www.nortel.com/support web site.
2. Select “Phones, Clients & Accessories”.
3. Select “2050 IP Softphone” on the Phones, Clients & Accessories page.
4. Select “Software Downloads” on the 2050 IP Softphone page. Select “Major Release”
5. Select the “2050 IP Softphone Release 4.0” link.
6. Download either the .exe file or the Windows MSI file as required for the 2050 IP Softphone client software which is installed on
each PC.
7. Refer to the applicable NTP for instructions on installing and configuring..
21

avaya.com
8.0 Keycode Retrieval Process from KRS
Note: Additional information on creating node-locked licenses will be provided via Product Bulletin when this option becomes available
in KRS.
Before proceeding with the install, you must have the following information available:
Fully Qualified Domain Name (FQDN) of the PC on which the Licence Server Software is installed. The 2050 IP Softphone
Licence Server Software can be pre-installed and used to determine the FQDN of the PC.
Purchase Order Number
Registering/generating keycodes for the 2050 IP Softphone:
1. Access the www.nortel.com/support web site.
2. Select “Support & Training – Online Self-Service – Keycode Retrieval”.
3. At Step 1, Select “Global Login”
4. At Step 2 , Select product family “2050 IP Softphone”
5. Enter login credentials.
6. Click on “Product Registration” on the sidebar.
7. Enter hostname in Site Name
Note: CLLI code is not used for the 2050
8. Enter the geographical location in City, Country , State fields.
Note: This information is used for reference purposes only.
9. Click Save
Assuming an order has been placed for a number of users. SAP will have created a non-stock PO and will send to KRS.
10. Click on “Generate Keycode” on the sidebar
11. At Step 1, Enter the Host ID into the Enter HostID field.
12. At Step 2, Enter the Purchase Order Number. Alternatively, you can search by Nortel Order #, COEO, Customer PO# or
Alternate Order #.
Note: COEO = Common Equipment order number for carrier customers. Authorization codes are used by stocking distributors.
13. At Step 3. Select the quantity of the number of licenses desired.
14. Click Continue. The program then returns back to the Select PO screen to allow users to pull licenses from multiple POs if
desired.
15. Click Go To Summary
16. Click Generate Keycode. A new keycode is generated in KRS database. The User is then directed to the Keycode Retrieve
screen.
17. Select Download Keycode and apply to the system. Saves as a .lic file on the local system.
Expansions:
1. Click on “Generate Keycode” on the sidebar
2. At Step 1, Enter the Host ID from the previous step into the Enter HostID field.
3. At Step 2, Enter the Purchase Order Number to pull license entitlement from.
4. At Step 3. Enter quantity of additional number of seats required.
5. Click Generate Keycode.
Note: With the IP Phone 2050, each license increment generates an additional license file. This is different from other products where
a single license file is revised to include the additional values.
22

avaya.com
If you are experiencing any problems with the KRS system, click on the CONTACT KRS SUPPORT link at the bottom of the page.
Some of the documents may include Product Bulletins, Sales and Marketing Bulletins, and NTPs.
9.0 References and Related Documents
The following documents are associated with 2050 IP Softphone for Windows PC on the CS1000:
• Communication Server 1000 IP Phones Fundamentals [NN43001-368]
• IP Softphone 2050 User Guide [NN43119-101]
• IP Softphone 2050 Call Center User Guide [NN43119-100]
These documents can be found on the Nortel Technical Support Portal at:
http://support.nortel.com/go/main.jsp?cscat=DOCUMENTATION&poid=10601
In addition, the following documents are associated with the 2050 IP Softphone for Windows PC on BCM:
• IP Softphone 2050 Installation Guide [NN40050-300]
• IP Softphone 2050 User Guide [NN40050-100]
These documents can be found on the Nortel Technical Support Portal at:
http://support.nortel.com/go/main.jsp?cscat=DOCUMENTATION&poid=15181
© 2010 Avaya Inc. All Rights Reserved.
Avaya and the Avaya Logo are trademarks of Avaya Inc. and are registered in the United States and other countries.
All trademarks identified by ®, TM or SM are registered marks, trademarks, and service marks, respectively, of Avaya Inc.
All other trademarks are the property of their respective owners. Avaya may also have trademark rights in other terms used herein.
References to Avaya include the Nortel Enterprise business, which was acquired as of December 18, 2009.
23

avaya.com
Appendix
The following Appendix provides information on how to download and and install the licensing server. This is capability was introduced
in 2050 IP Softphone Release 3.0 but is new for BCM customers (since 2050v3 was not supported with BCM). Additional information
on installing and troubleshooting the License Server can be found in the following document:
Communication Server 1000 IP Phones Fundamentals [NN43001-368]
This document can be found on the Nortel Technical Support Portal at:
http://support.nortel.com/go/main.jsp?cscat=DOCUMENTATION&poid=10601
License Server
The License Server Manager and the vendor daemon make up the License Server system. The License Server Manager is the main
point of contact for 2050 IP Clients, which require license certificates.
Because the License Server components are lightweight, you can install the components on any machine running other applications,
which runs one of the following operating systems
Microsoft Windows 2000
Microsoft Windows 2000 Server
Microsoft Windows XP
Microsoft Windows 2003 Server
Microsoft Windows Vista
The Licensing Server requires ports 27000 and 27001 to be accessible. You can modify the TCP/IP port number of the License Server
Manager (lmgrd) in the Server line. For information about modifying the Server line, refer to information late in this Appendix.
License Server components
The License Server includes the following components:
vendor daemon–service which provides license rights to 2050 IP Softphone clients (nortelIP.exe)
License Server Manager (lmgrd.exe)
FLEXnet Licensing Administration Tools
— command line tools available with the installer
— lmtools.exe–graphical user interface (GUI) for license server management
For FLEXnet Licensing and license management provided by Macrovision, go to www.macrovision.com.
Installing the License Server
Use the following procedure to install the License Server components.
1 Obtain the 2050 IP Softphone License Server Installer software:
Access the www.nortel.com/support web site.
Select “Phones, Clients & Accessories”.
Select “2050 IP Softphone” on the Phones, Clients & Accessories page.
Select “Software Downloads” on the 2050 IP Softphone page. Select “Major Release”
Select the “2050 IP Softphone Release 4.0” link.
Finally, select the “Setup_Server.exe” link.
2 On your license server PC, execute the file setup_server.exe.
3 Click Next on the Welcome window.
4 If you agree with the terms of the License Agreement, select the appropriate button and click Next.
The Welcome to the InstallShield Wizard opens.
5 Click Next.
24

avaya.com
6 Choose the Installation Path of the target directory for the License Server component files.
A Confirmation window appears.
7 Click Next.
A progress bar appears to show the progress of the installation.
8 To install the License Server as a Windows Service, select the "Install as a service" checkbox.
9 Click Finish.
Obtaining a valid license
1 To view your FQDN, select Start > All Programs > Avaya > 2050 IP Softphone Licensing Server > GetHostID.
2 Go to www.nortel.com/support/tools/krs.
3 Login to Keycode Retrieval System (KRS).
For information about creating key codes, see the KRS User Guide at www.nortel.com/support/tools/krs. Select Product family,
Documentation, Forms and User Guides.
4 On the Retrieve Keycode page, enter your FQDN (for example, yourlicenseserver1.yourcompany.com) in the System ID (site ID)
field.
5 Select the product keycode from the list, then save file, for example, yourlicenseserver1.yourcompany.com.lic to a
directory on your PC .
Before you continue with the following steps, Avaya recommends that you shut down your license server.
6 To shut down your license server, go to Start > All Programs > Avaya > 2050 IP Softphone Licensing Server > Manual Server
> Shut Down License Server.
7 Go to the directory on your PC where the License server software is located, for example, C:\Program
Files\Avaya\IPSoftphone2050. Rename the file counted.lic to counted_old.lic.
8 Go to the directory where yourlicenseserver1.yourcompany.com.lic is located. Move yourlicenseserver1.yourcompany.com.
lic to the directory where the License Server software is located, for example, C:\Program Files\Avaya\IPSoftphone2050.
9 Rename yourlicenseserver1.yourcompany.com.lic to counted.lic.
10 Restart the License Server. Go to Start > All Programs > Avaya > 2050 IP Softphone Licensing Server > Manual Server
> Restart License Server.
Verifying user licenses
1 Go to Start > All Programs > Accessories > Command Prompt to open the Command Prompt window.
2 From the Command Prompt window, go to the directory on your PC where the License server software is located, for example,
C:\Program Files\Avaya\2050 IP Softphone Licensing Server.
3 At the prompt, enter lmstat -A.
The number of user licenses and the number of licenses in use are displayed.
Starting the License Server Manager
Use one of the following options to start the License Server Manager:
Manual Server
Configure as a service
Manual server
If the server is run as "manual server” a console window appears on the desktop, which displays the output of both the lmgrd.exe
and nortelip.exe processes.
25

26
avaya.com
You can select one of the following options from Start > All Programs > Avaya > 2050 IP Softphone Licensing Server >
Manual Server.
Restart Licensing Server
Shut Down Licensing Server
Start Up Licensing Server
Configure as a service
If the server is run as “server service” the server can supply licenses even when you are not logged on to the computer. You can
observe the status of the service in the Windows Services administrative tool. The output of the lmgrd.exe and nortelip.exe
processes, writes to a log file called “ServiceLog.log” in the installation path of the licensing server.
You can select one of the following options from Start > All Programs > Avaya > 2050 IP Softphone Licensing Server >
Server Service.
Install Licensing Server as a Service
Uninstall Licensing Server Service
Restart Licensing Server Service
License file
You can modify the following elements in the license file
Host name on the SERVER line
TCP/IP port number on the SERVER line
The SERVER line specifies the host name and hostid of the license server system and the TCP/IP port number of the license server
manager (lmgrd).
The format of the SERVER line is:
SERVER host hostid [port]
Field Description
host The system host name or IP address.
On NT/2000/XP, ipconfig / all; on Windows 95/98/ME, winipcfg/all
return the host name.
hostid The hostid generated by the Get Host ID command.
KRS requires the host ID in order to provision the server
system with valid licenses.
port TCP/IP port number to use.
A valid number is any used port number between 0 and 64000.
If you do not specify a TCP/IP port number, one of the default
ports in the range of 27000 to 27009 is used.