Avaya Configuring Aura Messaging 6 1 As A Voice Solution Users Manual Aura. 6.1 For Business Communication Manager 450 Release 6.0 Wit
2015-06-01
: Avaya Avaya-Configuring-Aura-Messaging-6-1-As-A-Voice-Messaging-Solution-Users-Manual-736083 avaya-configuring-aura-messaging-6-1-as-a-voice-messaging-solution-users-manual-736083 avaya pdf
Open the PDF directly: View PDF
.
Page Count: 47

PM; Reviewed:
SPOC 02/26/2013
Solution & Interoperability Test Lab Application Notes
©2013 Avaya Inc. All Rights Reserved.
1 of 47
AAM61SM61BCM60
Avaya Solution & Interoperability Test Lab
Configuring Avaya Aura® Messaging 6.1 as a Voice
Messaging Solution for Avaya Business Communication
Manager 450 Release 6.0 with SIP trunking through Avaya
Aura® Session Manager 6.1 – Issue 1.0
Abstract
These Application Notes describe a sample configuration of Avaya Aura® Messaging 6.1 as a
voice mail solution for Avaya Business Communication Manager 450 6.0. In this
configuration Avaya Aura® Messaging and Business Communication Manager 450 are
connected to Avaya Aura® Session Manager R6.1 over SIP trunks. Avaya Aura® Session
Manager provides SIP proxy/routing functionality, routing SIP sessions across a TCP/IP
network with centralized routing policies. Avaya Aura® Messaging supports Business
Communication Manager 450 endpoints for voice messaging features such as greeting menu,
user mailbox services and transfer functionalities.
These Application Notes provide information for the setup, configuration, and verification of
the call flows tested for this solution.

PM; Reviewed:
SPOC 02/26/2013
Solution & Interoperability Test Lab Application Notes
©2013 Avaya Inc. All Rights Reserved.
2 of 47
AAM61SM61BCM60
1. Introduction
These Application Notes describe a sample configuration of Avaya Aura® Messaging 6.1 as a
voice mail solution for Avaya Business Communication Manager (BCM) 450 6.0. In this
configuration Avaya Aura® Messaging and Avaya BCM are connected to Avaya Aura® Session
Manager over SIP trunks. Avaya Aura® Session Manager provides SIP proxy/routing
functionality, routing SIP sessions across a TCP/IP network with centralized routing policies.
Avaya Aura® Messaging provides unified communications features such as greeting menu, user
mailbox services and transfer functionalities. Avaya Aura® Communication Manager is setup as
an emulated PSTN connected to Avaya BCM through T1 connection.
2. Interoperability Testing and Test Result
Interoperability was tested between Avaya Business Communication Manager and Avaya Aura®
Messaging with SIP trunking through Avaya Aura® Session Manager.
2.1. Interoperability Compliance Testing
Interoperability testing was executed between a variety of Avaya telephones such as Digital,
UNIStim registered to Business Communication Manager, Avaya SIP phones registered to
Session Manager and Avaya H323, Digital phones registered to Communication Manager. The
focus was to verify call and messaging functionality between Communication Manager, Business
Communication Manager and Avaya Aura® Messaging in a SIP network with trunking through
Session Manager.
The following Avaya Aura® Messaging capabilities were covered:
No Answer
Personal Greetings
Bypass Greetings
Message Waiting Indication
Reply
Call Forwarding
Multiple Call Forwarding
Call Transfer
Simultaneous Calls
Personal Operator
Personal Operator – No Answer
Auto Attendant
Auto Attendant – No Answer
Call to Forward All (forward to messaging access number) endpoint.
Call to Busy endpoint (messaging access number is set if this endpoint busy) All the call
is forwarded to pilot number.
The following Avaya Aura® Messaging capabilities were not in scope for this testing:
Call Sender
Reach Me
Notify Me

PM; Reviewed:
SPOC 02/26/2013
Solution & Interoperability Test Lab Application Notes
©2013 Avaya Inc. All Rights Reserved.
3 of 47
AAM61SM61BCM60
2.2. Test Results and Observations
Interoperability testing of Avaya Aura® Messaging 6.1 Single Server as a voice mail solution for
Avaya Business Communication Manager with SIP Trunking through Avaya Aura® Session
Manager R6.1 was successful.
3. Reference Configuration
Figure 1 below illustrates the configuration used in these Application Notes. The sample
configuration shows an enterprise with Avaya BCM communicating with the Avaya Aura®
Messaging via a SIP trunk. The Avaya BCM has an analog, a digital and an IP Telephone
connected as endpoints.
For security purposes public IP addresses have been masked out or altered in this document.
Figure 1: Network Configuration

PM; Reviewed:
SPOC 02/26/2013
Solution & Interoperability Test Lab Application Notes
©2013 Avaya Inc. All Rights Reserved.
4 of 47
AAM61SM61BCM60
4. Equipment and Software Validated
The following equipment and software were used for the sample configuration provided:
Equipment
Software
S8800 Server
Avaya Aura® Messaging
Release 6.1
S8800 Server
Avaya Aura® Session Manager Release 6.1
S8800 Server
Avaya Aura® System Manager Release 6.1
G450 with S8300D, emulated PSTN
Avaya Aura® Communication 6.0
PRI, Digital Trunk Interface Module
Business Communication Manager
450
Avaya BCM450 R6 SU 011-201205
2 – Avaya 1140E IP Telephone (SIP)
Firmware Version: 0625C8J
2- Digital Phones T7316
n/a
2 – Analog Phones
n/a

PM; Reviewed:
SPOC 02/26/2013
Solution & Interoperability Test Lab Application Notes
©2013 Avaya Inc. All Rights Reserved.
5 of 47
AAM61SM61BCM60
5. Configure Avaya Business Communication Manager with
SIP Trunking to Avaya Aura® Session Manager
This section describes the procedure for setting up Avaya BCM. The following administration
activities will be described:
Configure Proxy for Private SIP Trunking
Configure the Global setting for SIP Trunking
Configure general info for IP Trunks
Configure the routing
Configure the destination code
Configure the private network for dialing plan
Configuring the Public network for the dialing plan
Configure Target Lines
Assign a target line to a selected set
Configure Active Sets
The highlights in the following screens indicate the values used during the compliance test.
Default values may be used for all other fields. Please keep in mind that the values used in this
guide may be unique to the example shown. User will have to use values unique to their site,
where this solution is being deployed (e.g., site’s IP address, extension numbers, etc).
Avaya BCM configurations can be performed through Business Element Management only.

PM; Reviewed:
SPOC 02/26/2013
Solution & Interoperability Test Lab Application Notes
©2013 Avaya Inc. All Rights Reserved.
6 of 47
AAM61SM61BCM60
5.1. SIP Trunking Configuration
This section explains the steps to configure a SIP trunk routing entry that will access the
Messaging via Session Manager from the Avaya BCM.
5.1.1. Configure Proxy for Private SIP Trunking
After logging into the BCM element manager, configure a private proxy for the SIP trunking by
selecting, Configuration Resources IP Trunks SIP Trunking
Select the tab Private Proxy to add a proxy as shown in figure below:
Domain: the defined domain that the Avaya Aura® Messaging and Avaya Aura®
Session Manager system is assigned to. During compliance test bvwdev.com domain is
used.
IP Address: is Session Manager’s IP.

PM; Reviewed:
SPOC 02/26/2013
Solution & Interoperability Test Lab Application Notes
©2013 Avaya Inc. All Rights Reserved.
7 of 47
AAM61SM61BCM60
5.1.2. Configure the Global settings for SIP Trunking:
Navigate to Configuration Resources IP Trunks SIP Trunking
Select the tab Global Settings as shown in figure below:
Local Domain: is the defined domain that the AAM and ASM system is assigned to.
Call Signaling port: 5060
5.2. IP Trunks Configuration
This section describes how to configure the general settings for IP trunk.
5.2.1. General IP trunk settings:
Navigate to Configuration Resources IP Trunks General IP Trunk Settings
Setup the general information for the IP trunk as below:
Forward redirected OLI: First Redirect.
Remote capability MWI: checked
Send name display: checked.
Note: for detail of these setting please refer to Avaya BCM documentation listed in reference
Section 12

PM; Reviewed:
SPOC 02/26/2013
Solution & Interoperability Test Lab Application Notes
©2013 Avaya Inc. All Rights Reserved.
8 of 47
AAM61SM61BCM60
5.3. Dialing Plan Configuration
This section describes how to configure the dialing plan, routes and pool that will be used by the
Avaya BCM to communicate with the Avaya Aura Messaging.
5.3.1. Configure the routing:
Navigate to Configuration
Telephony Dialing Plan Routing
In Routes tab to add a new route by click on the Add button. Enter the route number 001 and
click OK when Done.
Double click on new created Route and assign value to the route as below:
Use Pool: BlocA.
DN Type: Private
The rest of the values leave them as default.
5.3.2. Configure the destination code:
Navigate to Configuration Telephony Dialing Plan Routing
In Destination Codes tab add a destination code as shown in figure below:
Destination Code: 399. The destination code 399 is chosen because the AAM pilot
number used in the example is 39990.
Normal Route: 001
Absorbed Length: 0

PM; Reviewed:
SPOC 02/26/2013
Solution & Interoperability Test Lab Application Notes
©2013 Avaya Inc. All Rights Reserved.
9 of 47
AAM61SM61BCM60
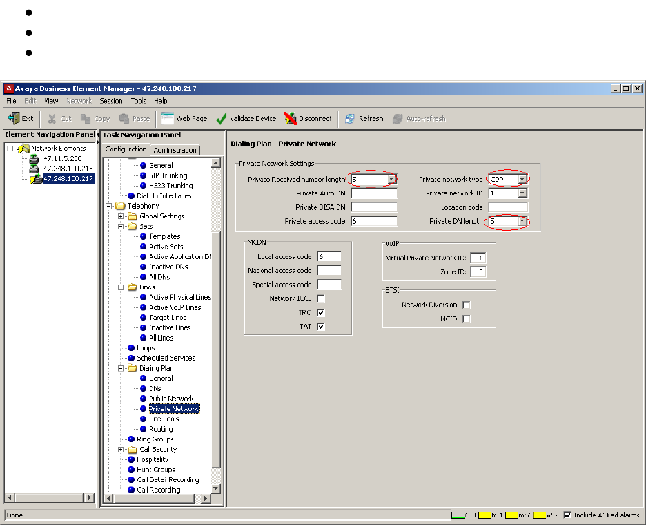
5.3.3. Configure the dialing plan private network:
Configuration Telephony Dialing Plan Private Network
Configure the private network as shown in figure below:
Private Received number length: 5.
Private network type: CDP.
Private DN length: 5
5.4. Target Lines Configuration
This section describes how to configure target lines which will be assigned to telephones that
will be used as endpoints connected to the BCM.

PM; Reviewed:
SPOC 02/26/2013
Solution & Interoperability Test Lab Application Notes
©2013 Avaya Inc. All Rights Reserved.
10 of 47
AAM61SM61BCM60
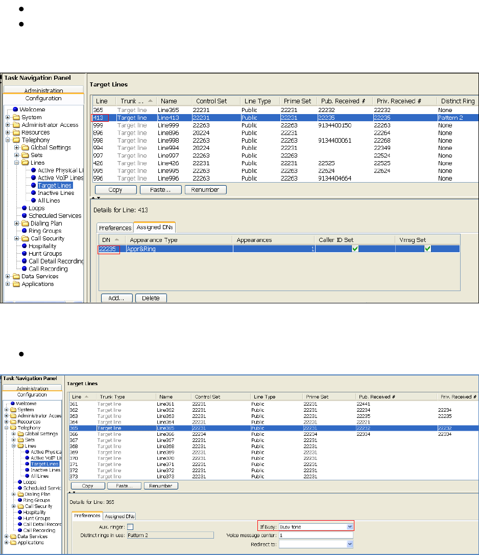
5.4.1. Configure a target line to a selected set:
Navigate to Configuration Telephony Lines Target Lines
In the Target Lines screen, select a Line and enter DN to selected Line
For example in the figure shown below:
Line: 413 has been selected.
DN: 22235 has been assigned by clicking on the Add button under the Assigned DNs tab.
Note: Add unique set DN to one Target line. Require one line assignment for every telephone
device in the system.
Also for the assigned set to generate busy tone while it is busy.
Select Preferences tab:
If Busy field: Busy tone has to be selected as shown in figure below.

PM; Reviewed:
SPOC 02/26/2013
Solution & Interoperability Test Lab Application Notes
©2013 Avaya Inc. All Rights Reserved.
11 of 47
AAM61SM61BCM60
5.5. Active Sets Configuration
This section describes the steps to configure the sets that have been assigned to a line as
explained in Section 5.4
5.5.1. Configure the Active sets:
Select Configuration Telephony Sets Active Sets
Example configuration for Line Access tab of selected active set:
Select DN: 22235
Fwd No Answer: 39990
Fwd Busy: 39990
Note: 39990 is the pilot number of Avaya Messaging.
Example configuration for Line Assignment tab of selected active set:
Vmsg Set: checked so that voice mail can be accessed by the DN 22235
Priv. Received#: 22235
Pub. Received #: 22235.
Figures below show the additional configurations to be done to the selected DN which has to be
member of the BlocA pool found in the Line Pool Access tab.

PM; Reviewed:
SPOC 02/26/2013
Solution & Interoperability Test Lab Application Notes
©2013 Avaya Inc. All Rights Reserved.
12 of 47
AAM61SM61BCM60
In the Capabilities and Preferences tab make sure the following options are selected:
DND on Busy: checked.
Allow redirect: checked.

PM; Reviewed:
SPOC 02/26/2013
Solution & Interoperability Test Lab Application Notes
©2013 Avaya Inc. All Rights Reserved.
13 of 47
AAM61SM61BCM60
6. Configure Avaya Business Manager 450 with PRI trunk to
PSTN
6.1. Administer Resources
This section describes how to configure a PRI Trunk on BCM to PSTN.
6.1.1. Administer Application Resource for PRI Trunks
These Application Notes assume that the basic configuration has already been administered.
This section describes steps for configuring Application Resource for PRI Trunks on BCM to
work with Service Provider system.
For further information on Avaya Business Communication Manager 450 configuration, please
consult references in Section 12.
Enable the PRI device on Avaya BCM by select Resources
Telephony Resources.
Under Configured Device column, select DTM + PRI and then click Enable button if it is not
already enable as show in figure below.
Configure PRI trunk parameter as highlighted in red box. Others are left as default:
Trunk type: PRI
Protocol: NI-2
NSF extension: None.
B channel selection: Descending Sequential.
Clock source: Internal.
CO fail: TIA-547A.
Interface levels: ISDN.
Framing: ESF.
Line config: B8ZS.

PM; Reviewed:
SPOC 02/26/2013
Solution & Interoperability Test Lab Application Notes
©2013 Avaya Inc. All Rights Reserved.
14 of 47
AAM61SM61BCM60
6.1.2. Routing Settings
This section describes how to configure the dialing plan, routes and pool that will be used by the
Avaya BCM to connect to PSTN.
Navigate to Telephony
Dialing Plan
Routing.
In Routes tab to add a new route to PSTN by click on the Add button. Enter the route number
002 and click OK when Done.
Double click on new created Route and assign value to the route as below, other leave as default:
Use Pool: BlocB.
DN Type: Private.
Service Type: Tie.
6.1.3. Administer Destination Codes
To assign Destination Codes to dial to PSTN via PRI. Perform similar step as shown in section
5.3.2 for with the following information
Destination Code: 4521. Extension on Avaya Communication manager is 52xxx. Digit 4
to let Avaya BCM route the call through route 002
Normal Route: 002.
Absorbed Length: 1. Drop the first digit 4.
6.1.4. Administer Telephony Lines
Assign the pool to telephone line by navigate to Telephony
Lines
Active Physical Lines.
Double click on a selected line under the Line Type, choose Pool:BlocB in this example as
shown below.

PM; Reviewed:
SPOC 02/26/2013
Solution & Interoperability Test Lab Application Notes
©2013 Avaya Inc. All Rights Reserved.
15 of 47
AAM61SM61BCM60
6.1.5. Administer Telephony Target Lines
Assign a DN: 22234 to an available target line Line: 362. See Section 5.4 for detail procedure.
6.1.6. User/Telephone Sets Configuration for Incoming/Outgoing Call
This section show how to configure telephone sets to specific physical line for
incoming/outgoing calls to/from a digital set.
Select Telephony
Sets
Active Sets. In the Line Access, select the available digital set
which has the Model is T7316/M7310.
Assign Priv. OLI: 22234. This will allow the delivery of the Calling Line Identification Display.
For incoming call: Assign the line that configured in Section 6.1.5 o this phone by click on the
Add button in Line Assignment tab. Enter line number, in this example 362 and click OK.
Modify the detail information of the line parameters as values highlighted in red boxes in the below
figure:
Caller ID Set: checked.
Vmsg Set: checked.
Priv. Received #: 22234.
Pub. Received #: 22234.

PM; Reviewed:
SPOC 02/26/2013
Solution & Interoperability Test Lab Application Notes
©2013 Avaya Inc. All Rights Reserved.
16 of 47
AAM61SM61BCM60
For Outgoing Call: Select tab Line Pool Access tab, click Add button to add BlocB. Click OK from
the Add Line Pool pop up to complete as shown below:

PM; Reviewed:
SPOC 02/26/2013
Solution & Interoperability Test Lab Application Notes
©2013 Avaya Inc. All Rights Reserved.
17 of 47
AAM61SM61BCM60
7. Configure Avaya Aura® Communication Manager as
Emulated PSTN – PRI Trunk Configuration
This section focuses on configuring the T1 trunks on Avaya Communication Manager to serve as
service provider to Avaya Business Communication Manager, and provides a sample routing
using Automatic Alternate Routing (AAR). The configuration procedures include the following
areas:
Administer DS1 circuit pack
Administer trunk group
Administer signaling group
Administer trunk group members
Administer route pattern
Administer public unknown numbering
Administer uniform dial plan
Administer AAR analysis

PM; Reviewed:
SPOC 02/26/2013
Solution & Interoperability Test Lab Application Notes
©2013 Avaya Inc. All Rights Reserved.
18 of 47
AAM61SM61BCM60
7.1. Administer DS1 circuit pack
Log into the System Access Terminal (SAT), and administer a DS1 circuit pack to be used for
Connectivity to BCM. Use the add ds1 001v6 command. Note that the actual slot number may
vary. In this case “001v6” is used as the slot number. Enter the following values for the specified
fields, and retain the default values for the remaining fields. Submit these changes.
Note: The Interface field must be complementary on both switches. For the sample
configuration, Avaya Communication Manager is administered as the network/master (“peer-
master”), and Avaya BCM is administered as the “user/slave”.
add ds1 001v6 Page 1 of 2
DS1 CIRCUIT PACK
Location: 001V6 Name: To BCM
Bit Rate: 1.544 Line Coding: b8zs
Line Compensation: 1 Framing Mode: esf
Signaling Mode: isdn-pri
Connect: pbx Interface: peer-master
TN-C7 Long Timers? n Peer Protocol: Q-SIG
Interworking Message: PROGress Side: b
Interface Companding: mulaw CRC? n
Idle Code: 11111111
DCP/Analog Bearer Capability: 3.1kHz
T303 Timer(sec): 4
Disable Restarts? n
Slip Detection? n Near-end CSU Type: other
Echo Cancellation? n
7.2. Administer Trunk Group
Administer an ISDN trunk group to interface with Avaya BCM. Use the add trunk-group n
command; where n is an available trunk group number. Enter the following values for the
specified fields, and retain the default values for the remaining fields.
add trunk-group 1 Page 1 of 21
TRUNK GROUP
Group Number: 1 Group Type: isdn CDR Reports: y
Group Name: Tie Route to BCM COR: 1 TN: 1 TAC: 100
Direction: two-way Outgoing Display? n Carrier Medium: PRI/BRI
Dial Access? n Busy Threshold: 255 Night Service:
Queue Length: 0
Service Type: tie Auth Code? n TestCall ITC: rest
Far End Test Line No:
TestCall BCC: 4

PM; Reviewed:
SPOC 02/26/2013
Solution & Interoperability Test Lab Application Notes
©2013 Avaya Inc. All Rights Reserved.
19 of 47
AAM61SM61BCM60
Navigate to Page 2. For the Supplementary Service Protocol field, enter “b” for Q-SIG. For the
Format field, enter “unk-unk”. Retain the default values for the remaining fields.
add trunk-group 1 Page 2 of 21
Group Type: isdn
TRUNK PARAMETERS
Codeset to Send Display: 6 Codeset to Send National IEs: 6
Max Message Size to Send: 260 Charge Advice: none
Supplementary Service Protocol: b Digit Handling (in/out): enbloc/enbloc
Trunk Hunt: cyclical
Digital Loss Group: 13
Incoming Calling Number - Delete: Insert: Format: unk-unk
Bit Rate: 1200 Synchronization: async Duplex: full
Disconnect Supervision - In? y Out? n
Answer Supervision Timeout: 0
Administer Timers? n CONNECT Reliable When Call Leaves ISDN? n
Delay Call Setup When Accessed Via IGAR? n

PM; Reviewed:
SPOC 02/26/2013
Solution & Interoperability Test Lab Application Notes
©2013 Avaya Inc. All Rights Reserved.
20 of 47
AAM61SM61BCM60
Navigate to Page 3. Enable the Send Name, Send Calling Number, and Send Connected
Number fields. For the Format field, enter “unknown”. Submit these changes.
add trunk-group 1 Page 3 of 21
TRUNK FEATURES
ACA Assignment? n Measured: none Wideband Support? n
Internal Alert? n Maintenance Tests? y
Data Restriction? n NCA-TSC Trunk Member: 23
Send Name: y Send Calling Number: y
Used for DCS? n Hop Dgt? n Send EMU Visitor CPN? n
Suppress # Outpulsing? n Format: unknown
Outgoing Channel ID Encoding: preferred UUI IE Treatment: service-provider
Replace Restricted Numbers? n
Replace Unavailable Numbers? n
Send Connected Number: y
Hold/Unhold Notifications? y
Send UUI IE? y Modify Tandem Calling Number: no
Send UCID? n
Send Codeset 6/7 LAI IE? y Ds1 Echo Cancellation? n
Apply Local Ringback? n
Show ANSWERED BY on Display? y
Network (Japan) Needs Connect Before Disconnect? n
7.3. Administer Signaling Group
Administer an ISDN signaling group for the new trunk group to use for signaling. Use the add
signaling-group n command, where n is an available signaling group number. For the Primary
D-Channel field, enter the slot number for the DS1 circuit pack from Section 7.1.
For the Trunk Group for NCA TSC and Trunk Group for Channel Selection fields, enter the
ISDN trunk group number. For the Supplementary Service Protocol field, enter “b” for QSIG.
Maintain the default values for the remaining fields, and submit these changes.
add signaling-group 1
SIGNALING GROUP
Group Number: 1 Group Type: isdn-pri
Associated Signaling? y Max number of NCA TSC: 10
Primary D-Channel: 001V624 Max number of CA TSC: 10
Trunk Group for NCA TSC: 1
Trunk Group for Channel Selection: 1 X-Mobility/Wireless Type: NONE
TSC Supplementary Service Protocol: b Network Call Transfer? n

PM; Reviewed:
SPOC 02/26/2013
Solution & Interoperability Test Lab Application Notes
©2013 Avaya Inc. All Rights Reserved.
21 of 47
AAM61SM61BCM60
7.4. Administer Trunk Group Members
Use the change trunk-group n command, where n is the trunk group number added in
Section 7.2. Navigate to Page 3. For the NCA-TSA Trunk Member field, enter the highest
trunk group member number to use for routing of tandem QSIG call independent signaling
connections.
change trunk-group 1 Page 3 of
21
TRUNK FEATURES
ACA Assignment? n Measured: none Wideband Support? n
Internal Alert? n Maintenance Tests? y
Data Restriction? n NCA-TSC Trunk Member: 23
Send Name: y Send Calling Number: y
Used for DCS? n Hop Dgt? n Send EMU Visitor CPN? n
Suppress # Outpulsing? n Format: unknown
Outgoing Channel ID Encoding: preferred UUI IE Treatment: service-
provider
Replace Restricted Numbers? n
Replace Unavailable Numbers? n
Send Connected Number: y
Hold/Unhold Notifications? y
Send UUI IE? y Modify Tandem Calling Number: no
Send UCID? n
Send Codeset 6/7 LAI IE? y Ds1 Echo Cancellation? n
Apply Local Ringback? n
Show ANSWERED BY on Display? y
Network (Japan) Needs Connect Before Disconnect? n
Navigate to Page 4. Shown below are default values that were used during testing.
change trunk-group 1 Page 4 of 21
QSIG TRUNK GROUP OPTIONS
TSC Method for Auto Callback: drop-if-possible
Diversion by Reroute? y
Path Replacement? y
Path Replacement with Retention? n
Path Replacement Method: better-route
SBS? n
Display Forwarding Party Name? y
Character Set for QSIG Name: eurofont
QSIG Value-Added? n

PM; Reviewed:
SPOC 02/26/2013
Solution & Interoperability Test Lab Application Notes
©2013 Avaya Inc. All Rights Reserved.
22 of 47
AAM61SM61BCM60
Navigate to Page 5 and 6. Enter all 23 ports of the DS1 circuit pack into the Port fields, and the
corresponding Code and Sfx fields will be populated automatically. Enter the ISDN signaling
group number into the Sig Grp fields as shown below. Submit these changes.
change trunk-group 1 Page 5 of 21
TRUNK GROUP
Administered Members (min/max): 1/23
GROUP MEMBER ASSIGNMENTS Total Administered Members: 23
Port Code Sfx Name Night Sig Grp
1: 001V601 MM710 B 1
2: 001V602 MM710 B 1
3: 001V603 MM710 B 1
4: 001V604 MM710 B 1
5: 001V605 MM710 B 1
6: 001V606 MM710 B 1
7: 001V607 MM710 B 1
7.5. Administer Route Pattern
Create a route pattern for the new ISDN trunk group to use for routing. Use the change route
pattern n command, where n is an available route pattern. Enter the following values for the
specified fields, and retain the default values for the remaining fields. Submit these changes.
add route-pattern 1 Page 1 of 3
Pattern Number: 5 Pattern Name: BCM-Qsig-Route
SCCAN? n Secure SIP? n
Grp FRL NPA Pfx Hop Toll No. Inserted DCS/ IXC
No Mrk Lmt List Del Digits QSIG
Dgts Intw
1: 1 0 n user
2: n user
3: n user
4: n user
5: n user
6: n user
BCC VALUE TSC CA-TSC ITC BCIE Service/Feature PARM No. Numbering LAR
0 1 2 M 4 W Request Dgts Format
Subaddress
1: y y y y y n y as-needed rest unk-unk none

PM; Reviewed:
SPOC 02/26/2013
Solution & Interoperability Test Lab Application Notes
©2013 Avaya Inc. All Rights Reserved.
23 of 47
AAM61SM61BCM60
7.6. Administer Public Unknown Numbering
Use the change public-unknown-numbering 0 command, to define the calling party number to
be sent to Avaya Business Communication Manager. Add an entry for the trunk group defined in
Section 7.2. In the example shown below, all calls originating from a 6-digit extension beginning
with 7 and routed to trunk group 1 will result in the 5-digit calling number to be sent. Submit
these changes.
change public-unknown-numbering 0 Page 1 of 2
NUMBERING - PUBLIC/UNKNOWN FORMAT
Total
Ext Ext Trk CPN CPN
Len Code Grp(s) Prefix Len
Total Administered: 1
6 7222 1 6 Maximum Entries: 9999
7.7. Administer Uniform Dial Plan
This section provides a sample AAR routing used for routing calls with dialed digits 7xxxxx to
Avaya BCM. Use the change uniform-dialplan 0 command, and add an entry to specify use of
AAR for routing of digits 7xxxxx. Enter the following values for the specified fields and retain
the default values for the remaining fields. Submit these changes.
change uniform-dialplan 0 Page 1 of 2
UNIFORM DIAL PLAN TABLE
Percent Full: 0
Matching Insert Node
Pattern Len Del Digits Net Conv Num
7222 6 1 aar n
7.8. Administer AAR Analysis
Use the change aar analysis 0 command, and add an entry to specify how to route the calls to
Avaya BCM. Enter the following values for the specified fields and retain the default values for
the remaining fields. Submit these changes.
change aar analysis 0 Page 1 of 2
AAR DIGIT ANALYSIS TABLE
Location: all Percent Full: 1
Dialed Total Route Call Node ANI
String Min Max Pattern Type Num Reqd
7222 6 6 1 aar n

PM; Reviewed:
SPOC 02/26/2013
Solution & Interoperability Test Lab Application Notes
©2013 Avaya Inc. All Rights Reserved.
24 of 47
AAM61SM61BCM60
8. Configure Avaya Aura® Session Manager
This section provides the procedures for configuring Session Manager as provisioned in the
reference configuration. Session Manager is comprised of two functional components: the
Session Manager server and the System Manager server. All SIP call provisioning for Session
Manager is performed through the System Manager Web interface and is then downloaded into
Session Manager.
The following sections assume that Session Manager and System Manager have been installed
and that network connectivity exists between the two platforms.
In this section, the following topics are discussed:
SIP Domains
Locations
SIP Entities
Entity Links
Time Ranges
Routing Policy
Dial Patterns
Synchronization
8.1. Configure SIP Domain
Launch a web browser, enter http://<IP address of System Manager>/SMGR in the URL, and
log in with the appropriate credentials.
Navigate to Routing
Domains, and click on the New button (not shown) to create a new SIP
Domain. Enter the following values and use default values for remaining fields:
Name – Enter the Authoritative Domain Name, e.g “bvwdev.com”.
Type – Select SIP
Click Commit to save. The following screen shows the Domains page used during the
compliance test.

PM; Reviewed:
SPOC 02/26/2013
Solution & Interoperability Test Lab Application Notes
©2013 Avaya Inc. All Rights Reserved.
25 of 47
AAM61SM61BCM60
8.2. Configure Locations
Locations are used to identify logical and/or physical locations where SIP Entities reside, for
purposes of bandwidth management or location-based routing.
Navigate to Routing
Locations, and click on the New button (not shown) to create a new SIP
endpoint location.
General section
Enter the following values and use default values for remaining fields.
Enter a descriptive Location name in the Name field.
Enter a description in the Notes field if desired.
Location Pattern section
Click Add and enter the following values:
Enter the IP address information for the IP address Pattern (e.g. “10.1.2.*”)
Enter a description in the Notes field if desired.
Repeat steps in the Location Pattern section if the Location has multiple IP segments.
Modify the remaining values on the form, if necessary; otherwise, retain the default values.
Click on the Commit button. Repeat all the steps for each new Location. The following screen
shows the Locations page used during the compliance test.

PM; Reviewed:
SPOC 02/26/2013
Solution & Interoperability Test Lab Application Notes
©2013 Avaya Inc. All Rights Reserved.
26 of 47
AAM61SM61BCM60
8.3. Configure SIP Entities
A SIP Entity must be added for Session Manager and for each network component that has a SIP
trunk provisioned to Session Manager. During the compliance test, the following SIP Entities
were configured:
Session Manager itself.
Avaya Aura Messaging
BCM
Navigate to Routing
SIP Entities, and click on the New button (not shown) to create a new
SIP entity. Provide the following information:
General section
Enter the following values and use default values for remaining fields.
Enter a descriptive Location name in the Name field.
Enter IP address for signaling interface on each BCM, Avaya Aura Messaging.
From the Type drop down menu select a type that best matches the SIP Entity.
o For Session Manager, select Session Manager
o For Messaging, select Modular Messaging
o For BCM, select Others
Enter a description in the Notes field if desired.
Select the appropriate time zone.
Accept the other default values.
Click on the Commit button to save each SIP entity. The following screens show the SIP Entity
page used during the compliance test.
Repeat all the steps for each new entity

PM; Reviewed:
SPOC 02/26/2013
Solution & Interoperability Test Lab Application Notes
©2013 Avaya Inc. All Rights Reserved.
27 of 47
AAM61SM61BCM60
8.4. Configure Entity Links
Entity Links define the connections between the SIP Entities and Session Manager. In the
compliance test, the following entity links are defined from Session Manager.
Session Manager BCM
Session Manager Avaya Aura Messaging
Navigate to Routing
Entity Links, and click on the New button (not shown) to create a new
entity link. Provide the following information:
Enter a descriptive name in the Name field.
In the SIP Entity 1 drop down menu, select the Session Manager SIP Entity created in
Section 0.
In the Protocol drop down menu, select the protocol to be used (e.g. “UDP” or “TCP”).
In the Port field, enter the port to be used (e.g. “5060”).
In the SIP Entity 2 drop down menu, select an entity.
In the Port field, enter the port to be used (e.g. “5060”).
Check the Trusted box.
Enter a description in the Notes field if desired.
Click on the Commit button to save each Entity Link definition. The following screen shows an
Entity Links page (between Session Manager and Messaging) used during the compliance test.
Repeat the steps to define Entity Links between Session Manager and Avaya BCM.

PM; Reviewed:
SPOC 02/26/2013
Solution & Interoperability Test Lab Application Notes
©2013 Avaya Inc. All Rights Reserved.
28 of 47
AAM61SM61BCM60
8.5. Time Ranges
The Time Ranges form allows admission control criteria to be specified for Routing Policies. In
the reference configuration, no restrictions were used.
To add a Time Range, navigate to Routing
Time Ranges, and click on the New button (not
shown). Provide the following information:
Enter a descriptive Location name in the Name field (e.g. “24/7”).
Check each day of the week.
In the Start Time field, enter “00:00”.
In the End Time field, enter “23:59”.
Enter a description in the Notes field if desired.
Click the Commit button. The following screen shows the Time Range page used during the
compliance test.

PM; Reviewed:
SPOC 02/26/2013
Solution & Interoperability Test Lab Application Notes
©2013 Avaya Inc. All Rights Reserved.
29 of 47
AAM61SM61BCM60
8.6. Configure Routing Policy
Routing Policies associates destination SIP Entities with Time of Day admission control
parameters and Dial Patterns. In the reference configuration, Routing Policies are defined for:
Business Communication Manager.
To add a Routing Policy, navigate to Routing
Routing Policy, and click on the New button
(not shown) on the right. Provide the following information:
General section
Enter a descriptive name in the Name field.
Enter a description in the Notes field if desired.
SIP Entity as Destination section
Click the Select button.
Select the SIP Entity that will be the destination for this call (not shown).
Click the Select button and return to the Routing Policy Details form.
Time of Day section
Leave default values.
Click Commit to save Routing Policy definition. The following screen shows the Routing
Policy used for the compliance test.
Repeat the steps to define routing policies to others Entities.

PM; Reviewed:
SPOC 02/26/2013
Solution & Interoperability Test Lab Application Notes
©2013 Avaya Inc. All Rights Reserved.
30 of 47
AAM61SM61BCM60
8.7. Dial Patterns
Dial Patterns define digit strings to be matched for inbound and outbound calls. In addition, the
domain in the request URI is also examined. In the compliance test, the following dial patterns
are defined from Session Manager.
222xx – SIP endpoints in BCM
39990 – Avaya Aura Messaging Pilot Number.
To add a Dial Pattern, select Routing
Dial Patterns, and click on the New button (not shown)
on the right. During the compliance test, 5 digit dial plan was utilized. Provide the following
information:
General section
Enter a unique pattern in the Pattern field (e.g. “399”).
In the Min field enter the minimum number of digits (e.g. “5”).
In the Max field enter the maximum number of digits (e.g. “5”).
In the SIP Domain field drop down menu select the domain that will be contained in the
Request URI received by Session Manager from BCM and AAM.
Enter a description in the Notes field if desired.
Originating Locations and Routing Policies section
Click on the Add button and a window will open (not shown).
Click on the boxes for the appropriate Originating Locations and Routing Policies that
pertain to this Dial Pattern.
o Location All.
o Routing Policies SM_to_AAM.
o Click on the Select button and return to the Dial Pattern window.
Click the Commit button to save the new definition. The following screen shows the dial
pattern used for Messaging during the compliance test. Repeat the same for Avaya BCM with
Pattern: 222.

PM; Reviewed:
SPOC 02/26/2013
Solution & Interoperability Test Lab Application Notes
©2013 Avaya Inc. All Rights Reserved.
31 of 47
AAM61SM61BCM60
9. Configure Avaya Aura® Messaging
Messaging was configured for SIP communication with Session Manager and also to add Avaya
BCM, Communication Manager Subscribers. The procedures include the following areas:
Administer Sites
Administer Telephony Integration
Administer Dial Rules
Administer Class of Service to enable Message Waiting
Administer Subscribers
See references in Section 12 for standard installation and configuration information. General
knowledge of the configuration tools and interfaces is assumed.
9.1. Administer Sites
A Messaging access number and a Messaging Auto Attendant number needs to be defined. Log
into the Avaya Aura Messaging System Management Interface (SMI) and go to Administration
Messaging
Messaging System (Storage)
Sites. In the right panel fill in the following:
Under Main Properties:
Messaging access number (internal) Enter a Messaging Pilot number

PM; Reviewed:
SPOC 02/26/2013
Solution & Interoperability Test Lab Application Notes
©2013 Avaya Inc. All Rights Reserved.
32 of 47
AAM61SM61BCM60
Scroll down to the Site Internal Dial Plan section.
Under Site Internal Dial Plan:
Short Extension Length Enter the number of digits in extensions
Short Mailbox Length Enter the number of digits in mailbox numbers

PM; Reviewed:
SPOC 02/26/2013
Solution & Interoperability Test Lab Application Notes
©2013 Avaya Inc. All Rights Reserved.
33 of 47
AAM61SM61BCM60
Scroll down to the Auto Attendant section.
Under Auto Attendant:
Auto Attendant Select “Enabled”
Auto Attendant pilot number Enter an Auto Attendant number
Keypad entry Select “ENHANCED”
Speech recognition Select “Enabled”
Click Save to save changes.

PM; Reviewed:
SPOC 02/26/2013
Solution & Interoperability Test Lab Application Notes
©2013 Avaya Inc. All Rights Reserved.
34 of 47
AAM61SM61BCM60
9.2. Administer Telephony Integration
A SIP trunk needs to be configured from Messaging to Session Manager. Log into the Messaging
System Management Interface (SMI) and go to Administration
Messaging
Telephony
Settings (Application)
Telephony Integration. In the right panel fill in the following:
Under Basic Configuration:
Extension Length: Enter the length of extensions
Switch Integration Type: SIP
Under SIP Specific Configuration:
Transport Method: “TCP”
Connection 1: Enter the Session Manager signaling IP address and TCP port number
Messaging Address Enter the Messaging IP address and TCP port number
SIP Domain Enter the Messaging and Session Manager domain names
Click Save to save changes.

PM; Reviewed:
SPOC 02/26/2013
Solution & Interoperability Test Lab Application Notes
©2013 Avaya Inc. All Rights Reserved.
35 of 47
AAM61SM61BCM60
9.3. Configure Dial Rules
Navigate to Administration Messaging
Server Settings (Application)
Dial Rules to
configure the dial rules. Set the Dial plan handling style: Site definition based, as shown below.
Next select the Edit Dial-Out Rules button to verify the appropriate parameters for outbound
dialing from Avaya Aura® Messaging were set above. These dial rules help Avaya Aura®
Messaging send the correct number and combination of digits when originating a call to
Communication Manager, whether the call is destined for another extension or ultimately
expected to be routed to the PSTN.
For the sample configuration, 7-digit extensions were used on Avaya Communication Manager
so any time Avaya Aura Messaging originates a call to an extension it should send the 7-digit
number and not attempt to insert or delete any digits.
Scroll down to the section titled Dial-out Test Numbers. Enter in a number in the appropriate
section and select the Test button to see how Avaya Aura® Messaging would dial that number.
As shown below the number 7785002 is treated as an internal number and is dialed intact,
whereas the test number 408-555-7086 is treated as a long-distance national number which
requires a 9 prefixed as an access code.

PM; Reviewed:
SPOC 02/26/2013
Solution & Interoperability Test Lab Application Notes
©2013 Avaya Inc. All Rights Reserved.
36 of 47
AAM61SM61BCM60

PM; Reviewed:
SPOC 02/26/2013
Solution & Interoperability Test Lab Application Notes
©2013 Avaya Inc. All Rights Reserved.
37 of 47
AAM61SM61BCM60
9.4. Configure Class of Service
Verify Messaging Waiting is enabled for all subscribers.
Use Administration
Messaging
Messaging System (Storage)
Class of Service.
Select Standard from the Class of Service drop-down menu.
Under General section, enter the following value and use default values for remaining fields.
Set Message Waiting Indicator (MWI) on user’s desk phone: checked.
Dial-out privilege: Local.
Under Greetings section, enter for Two Greetings (different greetings for busy and
noanswer) field to allow subscribers to record different personal greetings for busy and no-
answer scenarios.
Click Save (not shown) to save changes.
The following screen shows the settings defined for the “Standard” Class of Service in the test
configuration.

PM; Reviewed:
SPOC 02/26/2013
Solution & Interoperability Test Lab Application Notes
©2013 Avaya Inc. All Rights Reserved.
38 of 47
AAM61SM61BCM60
9.5. Administer Subscribers
Log into the Messaging System Management Interface (SMI) and go to Administration
Messaging. In the left panel, under Messaging System (Storage) select User Management. In
the right panel fill in the following:
First Name Enter first name
Last Name Enter last name
Display Name Enter display name
ASCII name Enter the ASCII name
Site Enter site defined in Section 9.1
Mailbox Number Enter desired mailbox number i.e. “22235”
Internal identifier Enter the name for internal use
Numeric address Enter the mailbox number
Extension Enter desired extension number i.e. “22235”

PM; Reviewed:
SPOC 02/26/2013
Solution & Interoperability Test Lab Application Notes
©2013 Avaya Inc. All Rights Reserved.
39 of 47
AAM61SM61BCM60
Scroll down on the page to Class of Service.
Class of Service Select a Class of Service
Pronounceable Name Enter a pronounceable name to be used when
dialing the extension using voice commands
MWI Enabled Select “Yes” to enable the MWI light on phones
New Password/Confirm Password Enter desired extension password
Next logon password change Select the Checkbox
Click Save to save changes.

PM; Reviewed:
SPOC 02/26/2013
Solution & Interoperability Test Lab Application Notes
©2013 Avaya Inc. All Rights Reserved.
40 of 47
AAM61SM61BCM60
10. Verification Steps
10.1. Verify Avaya Aura® Session Manager Operational Status
10.1.1. Verify Avaya Aura® Session Manager is Operational
Navigate to Elements
Session Manager
Dashboard (not shown) to verify the overall
system status for Session Manager.
Specifically, verify the status of the following fields as shown below:
Tests Pass:
Security Module:
Service State:
Session Manager Instances status.
Navigate to Elements
Session Manager
System Status
Security Module Status (not
shown) to view more detailed status information on the status of Security Module for the specific
Session Manager. Verify the Status column displays “Up” as shown below.

PM; Reviewed:
SPOC 02/26/2013
Solution & Interoperability Test Lab Application Notes
©2013 Avaya Inc. All Rights Reserved.
41 of 47
AAM61SM61BCM60
10.1.2. Verify SIP Entity Link Status
Navigate to Elements
Session Manager
System Status
SIP Entity Monitoring (not
shown) to view more detailed status information for one of the SIP Entity Links.
Select the SIP Entity for BCM from the All Monitored SIP Entities table (not shown) to open
the SIP Entity, Entity Link Connection Status page.
In the All Entity Links to SIP Entity: BCM450_34table, verify the Conn. Status for the link is
“Up” as shown below.
As described above the Entity link connection status can also be viewed for the AAM. Verify
that the Conn. Status is also Up (not shown).

PM; Reviewed:
SPOC 02/26/2013
Solution & Interoperability Test Lab Application Notes
©2013 Avaya Inc. All Rights Reserved.
42 of 47
AAM61SM61BCM60
10.2. Verify Avaya Aura® Messaging
10.2.1. Verify no answer call
Make a call from a Avaya BCM endpoint to another Avaya BCM endpoint and verify that the
call covers to Messaging upon no answer. Leave a voice message. Verify that the MWI light of
the called phone turns on. From the receiving Avaya BCM endpoint, dial the Messaging access
number to retrieve the message. Verify that the Messaging system identifies the Avaya BCM
endpoint and that the voice message can be retrieved. Verify that the MWI light turns off.
Log into the Messaging System Management Interface (SMI) and go to Administration
Messaging. In the left panel, under Logs select User Activity. In the right panel fill in the
following:
Under User Activity Log:
Mailbox Number Enter the BCM extension that received the voicemail.
Start Date Enter an appropriate start date and time.
End Date Enter an appropriate end date and time.
Click Display button and verify that a listing of the detailed activities is displayed into the
bottom portion of the right hand pane. Verify that there is an entry showing the message left by a
subscriber (in this case 22234). Also verify that there is an entry showing the message being
retrieved.

PM; Reviewed:
SPOC 02/26/2013
Solution & Interoperability Test Lab Application Notes
©2013 Avaya Inc. All Rights Reserved.
43 of 47
AAM61SM61BCM60
10.2.2. Test calls can be made from Avaya Aura Messaging to phones
that are configured with mailboxes.
To perform this test, select Administration
Messaging. In the left panel, under Diagnostics
select Diagnostics (Application). In the right panel fill in the following:
Select the test(s) to run: Select Call-out from the drop down menu.
Telephone number: Enter the number to call.
Click on Run Tests to start the test. The phone will ring and when answered a test message is
played. The Results section of the page will update indicating that the call was ok as shown
below.

PM; Reviewed:
SPOC 02/26/2013
Solution & Interoperability Test Lab Application Notes
©2013 Avaya Inc. All Rights Reserved.
44 of 47
AAM61SM61BCM60
10.2.3. Message Waiting Indicator (MWI) light on phones.
To perform this test, select Administration
Messaging. In the left panel, under Diagnostics
select Diagnostics (Application). In the right panel fill in the following:
Select the test(s) to run: Select MWI from the drop down menu.
Extension number: Enter the number of the phone to test.
Click on Run Tests to start the test. The phones MWI light will turn on and off. The Results
section of the page will update with information about the test as shown below.

PM; Reviewed:
SPOC 02/26/2013
Solution & Interoperability Test Lab Application Notes
©2013 Avaya Inc. All Rights Reserved.
45 of 47
AAM61SM61BCM60
10.2.4. Other call scenarios
Call to Forward All(forward to messaging access number) endpoint
Call to Busy endpoint (messaging access number is set if this endpoint busy)
All the call is forwarded to pilot number.

PM; Reviewed:
SPOC 02/26/2013
Solution & Interoperability Test Lab Application Notes
©2013 Avaya Inc. All Rights Reserved.
46 of 47
AAM61SM61BCM60
11. Conclusion
Interoperability testing of Avaya Aura® Messaging 6.1 Single Server as a voice mail solution for
Avaya Business Communication Manager with SIP Trunking through Avaya Aura® Session
Manager R6.2 was successfulm. See section 2.2for detail of test result and observation.
12. Additional References
This section provides references to the product documentation relevant to this Application Note.
Documentation for Avaya products may be found at http://support.avaya.com.
Avaya Aura® Session Manager
1) Avaya Aura® Session Manager Overview, Doc ID 03-603323
2) Installing and Configuring Avaya Aura® Session Manager
3) Avaya Aura® Session Manager Case Studies
4) Maintaining and Troubleshooting Avaya Aura® Session Manager, Doc ID 03-603325
5) Administering Avaya Aura® Session Manager, Doc ID -3-603324
Avaya Aura® Messaging
6) Administering Avaya Aura® Messaging 6.1 CID: 151610 December 2011
7) Using Avaya Aura® Messaging 6.1 December 2011
8) Implementing Avaya Aura® Messaging 6.1 CID: 150976 October 2011
Avaya Business Communication Manager 450
9) Avaya Business Communication Manager 6.0 Planning and Engineering NN40170-200
10) Avaya Business Communication Manager 6.0 Configuration - Telephony NN40170-502
Avaya Communication Manager
11) Avaya Aura® Communication Manager Screen Reference Release 6.2 03-602878 Issue
3.0 February 2012

PM; Reviewed:
SPOC 02/26/2013
Solution & Interoperability Test Lab Application Notes
©2013 Avaya Inc. All Rights Reserved.
47 of 47
AAM61SM61BCM60
©2013 Avaya Inc. All Rights Reserved.
Avaya and the Avaya Logo are trademarks of Avaya Inc. All trademarks identified by ® and
™ are registered trademarks or trademarks, respectively, of Avaya Inc. All other trademarks
are the property of their respective owners. The information provided in these Application
Notes is subject to change without notice. The configurations, technical data, and
recommendations provided in these Application Notes are believed to be accurate and
dependable, but are presented without express or implied warranty. Users are responsible for
their application of any products specified in these Application Notes.
Please e-mail any questions or comments pertaining to these Application Notes along with the
full title name and filename, located in the lower right corner, directly to the Avaya Solution &
Interoperability Test Lab at interoplabnotes@list.avaya.com