Belkin F5D7234V5 G Wireless Router User Manual
Belkin International, Inc. G Wireless Router
Belkin >
User Manual

Wireless G Router
User Manual
8820-00257 F5D7234-4 v5

i
Wireless G Router
SECTIONS 12345678910Table of Contents
TABLE OF CONTENTS
Securing your Wi-Fi Network ................................49
WEP Setup ............................................52
Using Wi-Fi Protected Setup ..............................54
WPA Setup.............................................55
Setting WPA/WPA2......................................56
Guest Access (Optional)..................................56
Using the Access Point Mode ...............................59
Configuring the Firewall ....................................60
Setting MAC Address Filtering...............................63
Enabling the DMZ .........................................64
Utilities Tab ..............................................66
Restarting the Router ....................................67
Updating the Firmware ...................................70
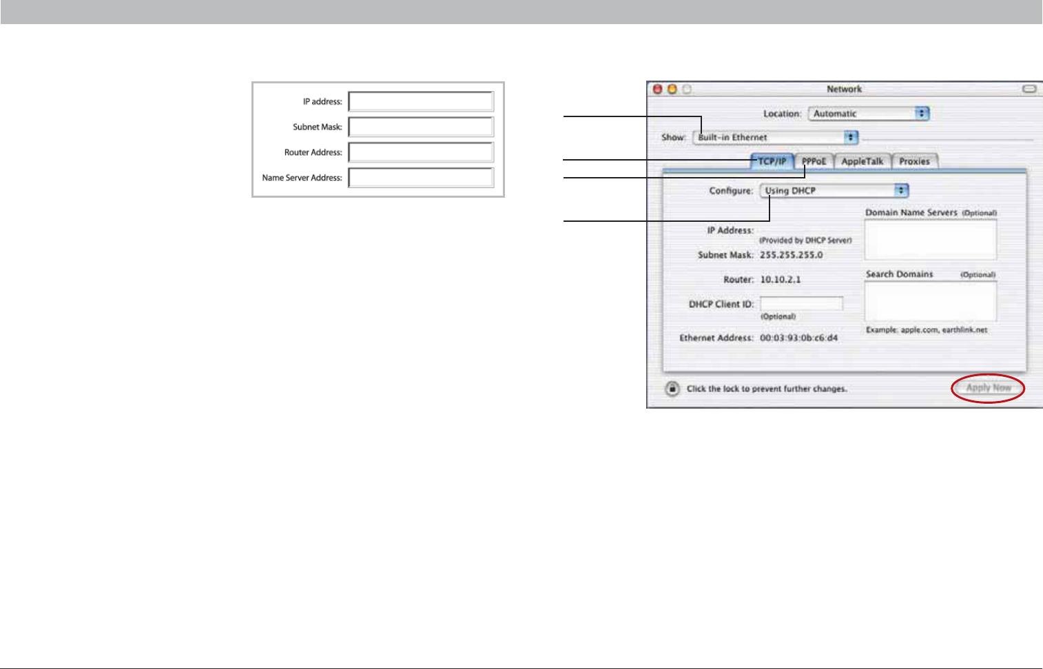
7 Manually Configuring Network Settings ...................76
8 Recommended Web Browser Settings ....................81
9 Troubleshooting........................................83
10 Information ...........................................99
1 Introduction ............................................1
Benefits of a Home Network..................................1
Advantages of a Wireless Network ............................1
Placement of your Router for Optimal Performance...............2
2 Product Overview .......................................5
Product Features...........................................5
3 Knowing your Router ....................................7
Package Contents ..........................................7
System Requirements.......................................7
Setup Assistant Software System Requirements .................7
4 Connecting and Configuring your Router ..................11
5Alternate Setup Method .................................25
6 Using the Web-Based Advanced User Interface ............40
Changing LAN Settings.....................................41
Viewing the DHCP Client List Page ...........................43
Configuring the Wireless Network Settings.....................43

1
Wireless G Router
SECTIONSTable of Contents 23456789101
INTRODUCTION
Thank you for purchasing the Belkin Wireless G Router (the Router). The following two short sections discuss the benefits of home
networking and outline best practices for maximizing your wireless home network range and performance. Please be sure to
read through this User Manual completely, and pay special attention to the section entitled “Placement of your Router for Optimal
Performance” on page 2.
Advantages of a Wireless Network
Ř Mobility – you’ll no longer need a dedicated “computer
room”—now you can work on a networked laptop or desktop
computer anywhere within your wireless range
Ř Easy installation – The Belkin Setup Assistant software makes
setup simple
Ř Flexibility – set up and access printers, computers, and other
networking devices from anywhere in your home
Ř Easy expansion – the wide range of Belkin networking products
lets you expand your network to include devices such as printers
and gaming consoles
Ř No cabling required – you can spare the expense and hassle of
retrofitting Ethernet cabling throughout the home or office
Ř Widespread industry acceptance – choose from a wide range of
interoperable networking products
Ř Share one high-speed Internet connection with all the computers
in your home
Ř Share resources, such as files and hard drives among all the
connected computers in your home
Ř Share a single printer with the entire family
Ř Share documents, music, video, and digital pictures
Ř Store, retrieve, and copy files from one computer to another
Ř Simultaneously play games online, check Internet email, and chat
Benefits of a Home Network

2
Wireless G Router
SECTIONSTable of Contents 23456789101
INTRODUCTION
Ř Ensure that your Router’s networking antennas are parallel to each
other, and are positioned vertically (toward the ceiling). If your
Router itself is positioned vertically, point the antennas as much as
possible in an upward direction.
Ř In multistory homes, place the Router on a floor that is as close
to the center of the home as possible. This may mean placing the
Router on an upper floor.
Ř Try not to place the Router near a cordless phone.
2. Avoid Obstacles and Interference
Avoid placing your Router near devices that may emit radio “noise,”
such as microwave ovens. Dense objects that can inhibit wireless
communication include:
Ř Refrigerators
Ř Washers and/or dryers
Ř Metal cabinets
Ř Large aquariums
Ř Metallic-based, UV-tinted windows
If your wireless signal seems weak in some spots, make sure that
objects such as these are not blocking the signal’s path (between your
computers and Router).
Placement of your Router for Optimal Performance
Important Factors for Placement and Setup
Your wireless connection will be stronger the closer your computer is
to your Router. Typical indoor operating range for wireless devices is
between 100 and 200 feet.
In the same way, your wireless connection and performance will degrade
somewhat as the distance between your Router and connected devices
increases. This may or may not be noticeable to you. As you move
farther from your Router, connection speed may decrease. Factors that
can weaken signals simply by getting in the way of your network’s radio
waves are metal appliances or obstructions, and walls.
If you have concerns about your network’s performance that might be
related to range or obstruction factors, try moving the computer to a
position between five and 10 feet away from the Router in order to see if
distance is the problem. If difficulties persist even at close range, please
contact Belkin Technical Support.
Note: While some of the items listed below can affect network
performance, they will not prohibit your wireless network from
functioning; if you are concerned that your network is not operating at
its maximum effectiveness, this checklist may help.
1. Wireless Router Placement
Place your Router, the central connection point of your network, as
close as possible to the center of your wireless network devices.
To achieve the best wireless network coverage for your “wireless clients”
(i.e., computers enabled by Belkin Wireless Notebook Network Cards,
Wireless Desktop Network Cards, and Wireless USB Adapters):

3
Wireless G Router
SECTIONSTable of Contents 23456789101
INTRODUCTION
4. Choose the “Quietest” Channel for your Wireless Network
In locations where homes or offices are close together, such as
apartment buildings or office complexes, there may be wireless
networks nearby that can conflict with yours.
Use the Site Survey capabilities found in the wireless utility of your
wireless adapter or card to locate any other wireless networks that
are available (see your wireless adapter’s or card’s user manual), and
move your Router and computers to a channel as far away from other
networks as possible.
Ř Experiment with more than one of the available channels in
order to find the clearest connection and avoid interference from
neighboring cordless phones or other wireless devices.
Ř For Belkin wireless networking products, use the detailed Site
Survey and wireless channel information included with your
Wireless Network Card or Adapter. See your Network Card’s user
guide for more information.
These guidelines should allow you to cover the maximum possible area
with your Router. Should you need to cover an even wider area, we
suggest the Belkin Wireless G Universal Range Extender/Access Point.
3. Cordless Phones
If the performance of your wireless network is impaired after attending
to the above issues, and you have a cordless phone:
Ř Try moving cordless phones away from the Router and your
wireless-enabled computers.
Ř Unplug and remove the battery from any cordless phone
that operates on the 2.4GHz band (check the manufacturer’s
information). If this fixes the problem, your phone may
be interfering.
Ř If your phone supports channel selection, change the channel on
the phone to the farthest channel from your wireless network. For
example, change the phone to channel 1 and move your Router to
channel 11. See your phone’s user manual for detailed instructions.
Ř If necessary, consider switching to a 900MHz cordless phone.

4
Wireless G Router
SECTIONSTable of Contents 23456789101
INTRODUCTION
5. Secure Connections, VPNs, and AOL
Secure connections typically require a user name and password, and
are used where security is important. Secure connections include:
Ř Virtual Private Network (VPN) connections, often used to connect
remotely to an office network
Ř The “Bring Your Own Access” program from America Online (AOL),
which lets you use AOL through broadband provided by another
cable or DSL service
Ř Most online banking websites
Ř Many commercial websites that require a user name and password
to access your account
Secure connections can be interrupted by a computer’s power
management setting, which causes it to “go to sleep.” The easiest
solution to avoid this is to simply reconnect by rerunning the VPN or
AOL software, or by re-logging into the secure website.
A second alternative is to change your computer’s power management
settings so it does not go to sleep; however, this may not be appropriate
for portable computers. To change your power management setting
under Windows, see the “Power Options” item in the Control Panel.
If you continue to have difficulty with secure connections, VPNs, and
AOL, please review the steps above to be sure you have addressed
these issues.
For more information regarding our networking products, visit our
website at www.belkin.com/networking.

5
Wireless G Router
SECTIONSTable of Contents 1 345678910
PRODUCT OVERVIEW
2
Product Features
In minutes you will be able to share your Internet connection and
network your computers. The following is a list of features that make
your new Belkin Wireless G Router an ideal solution for your home or
small office network.
Works with Both PCs and Mac® Computers
The Router supports a variety of networking environments including Mac
OS® X, Linux®, Windows® 2000, XP, Vista®, and others. All that is needed
is an Internet browser and a network adapter that supports TCP/IP (the
standard language of the Internet).
Patent-Pending Network Status Display
Lighted LEDs on the front of the Router indicate which functions are in
operation. You’ll know at a glance whether your Router is connected to
the Internet. This feature eliminates the need for advanced software and
status-monitoring procedures.
Web-Based Advanced User Interface
You can set up the Router’s advanced functions easily through your web
browser, without having to install additional software onto the computer.
There are no disks to install or keep track of and, best of all, you can
make changes and perform setup functions from any computer on the
network quickly and easily.
NAT IP Address Sharing
Your Router employs Network Address Translation (NAT) to share the
single IP address assigned to you by your Internet Service Provider while
saving the cost of adding IP addresses to your Internet service account.
SPI Firewall
Your Router is equipped with a firewall that will protect your network
from a wide array of common hacker attacks including IP Spoofing, Land
Attack, Ping of Death (PoD), Denial of Service (DoS), IP with zero length,
Smurf Attack, TCP Null Scan, SYN flood, UDP flooding, Tear Drop
Attack, ICMP defect, RIP defect, and fragment flooding.
Integrated 10/100 4-Port Switch
The Router has a built-in, 4-port network switch to allow your wired
computers to share printers, data and MP3 files, digital photos, and
much more. The switch features automatic detection so it will adjust to
the speed of connected devices. The switch will transfer data between
computers and the Internet simultaneously without interrupting or
consuming resources.
Universal Plug-and-Play (UPnP) Compatibility
UPnP (Universal Plug-and-Play) is a technology that offers seamless
operation of voice messaging, video messaging, games, and other
applications that are UPnP-compliant.

6
Wireless G Router
SECTIONSTable of Contents 1 3456789102
PRODUCT OVERVIEW
Support for VPN Pass-Through
If you connect to your office network from home using a VPN
connection, your Router will allow your VPN-equipped computer to pass
through the Router and to your office network.
Built-In Dynamic Host Configuration Protocol (DHCP)
Built-In Dynamic Host Configuration Protocol (DHCP) on-board makes
for the easiest possible connection of a network. The DHCP server will
assign IP addresses to each computer automatically so there is no need
for a complicated networking setup.
Setup Assistant Software
The Setup Assistant Software takes the guesswork out of setting up
your Router. This automatic software determines your network settings
for you and sets up the Router for connection to your Internet Service
Provider (ISP). In a matter of minutes, your Wireless Router will be up
and running on the Internet.
NOTE: Setup Assistant Software is compatible with Windows 2000,
XP, Vista, and Mac OS X. If you are using another operating system,
the Wireless Router can be set up using the Alternate Setup Method
described in this User Manual (see page 25).
Integrated 802.11g Wireless Access Point
802.11g is an exciting new wireless technology that achieves data rates
up to 54Mbps, nearly five times faster than 802.11b.
MAC Address Filtering
For added security, you can set up a list of MAC addresses (unique
client identifiers) that are allowed access to your network. Every
computer has its own MAC address. Simply enter these MAC addresses
into a list using the Web-Based Advanced User Interface and you can
control access to your network.

7
Wireless G Router
SECTIONSTable of Contents 12 45678910
KNOWING YOUR ROUTER
3
Package Contents
Ř Belkin G Wireless Router
Ř Quick Installation Guide
Ř Belkin Setup Assistant Software CD with User Manual
Ř Belkin RJ45 Ethernet Networking Cable
Ř Power Supply
System Requirements
Ř Broadband Internet connection such as a cable or DSL modem
with RJ45 (Ethernet) connection
Ř At least one computer with an installed network interface adapter
Ř TCP/IP networking protocol installed on each computer
Ř RJ45 Ethernet networking cable
Ř Internet browser
Setup Assistant Software System Requirements
Ř A computer running Windows 2000, XP, or Vista,
or Mac OS X v10.x
Ř Minimum 1GHz processor and 128MB RAM
Ř Internet browser
The Router has been designed to be placed on a desktop. All of the
cables exit from the rear of the Router for better organization and utility.
The Network Status Display is easily visible on the FRONT of the Router
to provide you with information about network activity and status.
(F) (G) (E) (D) (C) (B) (A)

8
Wireless G Router
SECTIONSTable of Contents 12 456789103
KNOWING YOUR ROUTER
A. Internet Status
This unique icon shows you when the Router is connected to the
Internet. When the light is off, the Router is NOT connected to the
Internet. When the light is blinking amber, the Router is attempting
to connect to the Internet. When the light is solid blue, the Router is
connected to the Internet. When using the “Disconnect after x minutes”
feature, this icon becomes extremely useful in monitoring the status of
your Router’s connection.
Off Router is NOT connected to
the Internet
Blinking Green Router is attempting to connect
to the Internet
Solid Green Router is connected to
the Internet
B. Modem Status
This icon lights in blue to indicate that your modem is connected
properly to the Router. It turns amber when problem is detected.
Off Router is NOT connected to
modem
Blinking Green Router is connecting to the ISP
Solid Green Router is connected to modem
and functioning properly
C. Router/Power Status
When you apply power to the Router or restart it, a short period of time
elapses while the Router boots up. During this time, the “router” icon
blinks. When the Router has completely booted up, the “router” icon
becomes a solid light, indicating the Router is ready for use.
Off Router is off
Blinking Green Router is booting up
Solid Green Router is on and ready
D. Wired-Computer Status
Off Wired computer is not present
Solid Green Wired computer is connected to
the Router
Blinking Green Data is transmitting between the
Router and wired computer(s)

.<D8>8EE)AGF8D
"%&. %0&,))&,+)
.<<'DAF86F87*8FGB.'*5GFFA@
WPS
0@AK:MLLGFAKMK=<>GJL@=3A"A,JGL=;L=</=LMHY>=9LMJ=,D=9K=J=>=J
LGL@=T@9F?AF?L@=3AJ=D=KK/=;MJALQ/=LLAF?KVK=;LAGF
.<D8>8EEA?BGF8D*F4FGE
+>> 3AJ=D=KK;GEHML=JAKFGLHJ=K=FL
/GDA<#J==F 3AJ=D=KK;GEHML=JAK;GFF=;L=<
LGL@=.GML=J
DAFCAF?#J==F 9L9AKLJ9FKEALLAF?:=LO==FL@=
.GML=J9F<OAJ=D=KK;GEHML=JK
.<D8>8EE*86GD<FK
+>> 3AJ=D=KKK=;MJALQAKG>>
/GDA<#J==F 3AJ=D=KKK=;MJALQAKGF
DAFCAF?#J==F 3,/KQF;AFHJG?J=KK

10
Wireless G Router
SECTIONSTable of Contents 12 456789103
KNOWING YOUR ROUTER
H. Power Jack
Connect the included 12V/1A DC power supply to this jack.
I. Connection to Modem – Yellow
This port is for connection to your cable or DSL modem. Use the cable that
was provided with the Router to connect the modem to this port. Use of a
cable other than the cable supplied with the Router may not work properly.
J. Connections to Computers – Gray
Connect your wired (non-wireless) computers to these ports. These ports
are RJ45, 10/100 auto-negotiation, auto-uplinking ports for standard UTP
category 5 or 6 Ethernet cable. The ports are labeled 1 through 4.
K. Reset Button
The “Reset” button is used in rare cases when the Router may function
improperly. Resetting the Router will restore the Router’s normal operation
while maintaining the programmed settings. You can also restore the factory
default settings by using the “Reset” button. Use the restore option in
instances where you may have forgotten your login password.
a. Resetting the Router
Push and release the “Reset” button. The lights on the Router will
momentarily flash. The “router” light will begin to blink. When the
“router” light becomes solid again, the reset is complete.
b. Restoring the Factory Defaults
Press and hold the “Reset” button for at least 10 seconds, then release it.
The lights on the Router will momentarily flash. The “router” light will begin
to blink. When the “router” light becomes solid again, the reset is complete.
(J)
(I)(H)

11
Wireless G Router
SECTIONSTable of Contents 123 5678910
CONNECTING AND CONFIGURING YOUR ROUTER
4
Verify the contents of your box. You should have the following:
Ř Belkin G Wireless Router
Ř Quick Installation Guide
Ř Belkin Setup Assistant Software CD with User Manual
Ř RJ45 Ethernet Networking Cable (for connection of the Router to
the modem)
Ř Power Supply
Modem Requirements
Your cable or DSL modem must be equipped with an RJ45 Ethernet
port. Many modems have both an RJ45 Ethernet port and a USB
connection. If you have a modem with both Ethernet and USB, and are
using the USB connection at this time, you will be instructed to use the
RJ45 Ethernet port during the installation procedure. If your modem has
only a USB port, you can request a different type of modem from your
ISP, or you can, in some cases, purchase a modem that has an RJ45
Ethernet port on it.
ALWAYS INSTALL YOUR ROUTER FIRST! IF YOU ARE INSTALLING
NUMEROUS NETWORK DEVICES FOR THE FIRST TIME, IT IS
IMPORTANT THAT YOUR ROUTER IS CONNECTED AND RUNNING
BEFORE ATTEMPTING TO INSTALL OTHER NETWORK COMPONENTS
SUCH AS NOTEBOOK CARDS AND DESKTOP CARDS.
Setup Assistant
Belkin has provided our Setup Assistant software to make installing
your Router a simple and easy task. You can use it to get your Router
up and running in minutes. The Setup Assistant requires that your
Windows 2000/XP, Vista, or Mac OS X v10.4 or v10.5 computer be
connected directly to your cable or DSL modem and that the Internet
connection is active and working at the time of installation. If it is not,
you must use the “Alternate Setup Method” section of this User Manual
to configure your Router. Additionally, if you are using an operating
system other than Windows 2000/XP, Vista, or Mac OS X v10.4 or
v10.5, you must set up the Router using the “Alternate Setup Method”
section of this User Manual.

.<D8>8EE)AGF8D
&%%+ %%&% ,) %0&,))&,+)
LAN
WAN
23 .=EGN=L@=HGO=J;GJ<>JGE
QGMJ /(GJ;9:D=EG<=E
GFF=;LL@=EG<=ELGL@=.GML=JKTEG<=EV
HGJLOAL@9F!L@=JF=L;9:D=5GMJ;GEHML=J
EA?@L:=HDM??=<AFLGL@=EG<=E9DJ=9<Q
GFF=;LQGMJ;GEHML=JLGL@=.GML=JOAL@
9FGL@=J!L@=JF=L;9:D=L=EHGJ9JADQA>F==<:=
23 )9C=KMJ=QGMJ /(GJ;9:D=DAF=AKHDM??=<AFLG
QGMJEG<=E
,MLL@=.GML=JF=PLLGQGMJ /(GJ;9:D=EG<=E

.<D8>8EE)AGF8D
&%%+ %%&% ,) %0&,))&,+)
LAN
WAN
23 ,DM?AFQGMJEG<=E9F<E9C=KMJ=ALLMJFK
GF%>QGMJEG<=EAK9DJ=9<QGFMFHDM?AL
O9AL9>=OK=;GF<K9F<HDM?AL:9;CAF
,DM?L@=.GML=JKHGO=JKMHHDQAFLGL@=.GML=J
9F<9HGO=JGMLD=L
,MLL@= AFLGQGMJ;GEHML=J%>L@=/=LMH
KKAKL9FL<G=KFLJMF9MLGE9LA;9DDQ:JGOK=L@=
>AF<L@=/=LMHKKAKL9FLA;GF9F<JMFAL
$'&)+%+)G@F;8*8FGBEE<EF4@F9DA?F;86A?BGF8DF;4F<E7<D86F>K6A@@86F87FAF;8)AGF8D9DA?*F8B

14
Wireless G Router
SECTIONSTable of Contents 123 56789104
CONNECTING AND CONFIGURING YOUR ROUTER
Note for Windows Users: If the Setup Assistant does not start up
automatically, select your CD-ROM drive from “My Computer” and
double-click on the file named “SetupAssistant” to start the Setup
Assistant.
Select Country
Select your country from the drop-down box. Click “Begin” to continue.

15
Wireless G Router
SECTIONSTable of Contents 123 56789104
CONNECTING AND CONFIGURING YOUR ROUTER
Confirmation Screen
Verify that you have completed all QIG steps by checking the box to the
right of the arrow. Click “Next” to continue.
Progress Screen
Setup Assistant will show you a progress screen each time a step in the
setup has been completed.

16
Wireless G Router
SECTIONSTable of Contents 123 56789104
CONNECTING AND CONFIGURING YOUR ROUTER
2.1 Checking Settings
The Setup Assistant will now examine your computer’s network settings
and gather information needed to complete the Router’s connection to
the Internet.
2.2 Verifying Hardware Connections
The Setup Assistant will now verify your hardware connection.

17
Wireless G Router
SECTIONSTable of Contents 123 56789104
CONNECTING AND CONFIGURING YOUR ROUTER
2.3 Naming your Wireless Network
The Setup Assistant will display the default wireless network name or
Service Set Identifier (SSID). This is the name of your wireless network
to which your computers or devices with wireless network adapters
will connect. You can either use the default or change it to something
unique. Write down this name for future reference.
2.4 Requesting Internet Account Info (if needed)
Select your ISP from the drop-down boxes.

18
Wireless G Router
SECTIONSTable of Contents 123 56789104
CONNECTING AND CONFIGURING YOUR ROUTER
If your Internet account requires a login and password, you
will be prompted with a screen similar to the illustration below.
Click “Next” to continue.
2.5 Configuring the Router
The Setup Assistant will now configure your Router by sending data to
the Router and restarting it. Wait for the on-screen instructions.
Note: Do not disconnect any cable or power off the Router while the
Router is rebooting. Doing so will render your Router inoperable.

19
Wireless G Router
SECTIONSTable of Contents 123 56789104
CONNECTING AND CONFIGURING YOUR ROUTER
2.6 Checking Internet Connection
We are almost done. The Setup Assistant will now check your
connection to the Internet.
Congratulations
You have finished installing your new Belkin Router. You will see
the Congratulations screen when your Router can connect to the
Internet. You can begin surfing by opening your browser and going to
any website.
You can use the Setup Assistant to set up your other wired and wireless
computers to connect to the Internet by clicking “Next”. If you decide
to add computers to your Router later, select “Finish—return to Main
Menu” and then click “Next”.

20
Wireless G Router
SECTIONSTable of Contents 123 56789104
CONNECTING AND CONFIGURING YOUR ROUTER
Troubleshooting
If the Setup Assistant is not able to connect to the Internet, you will see
the following screen. Follow the on-screen instructions to go through the
troubleshooting steps.
2.7 Optional: Assistance Connecting Other Computers
This optional step will help you to connect additional wired and wireless
computers to your network. Follow the on-screen instructions.

21
Wireless G Router
SECTIONSTable of Contents 123 56789104
CONNECTING AND CONFIGURING YOUR ROUTER
Once you have verified that your other wired and wireless computers are
properly connected, your network is set up and working. You can now
surf the Internet. Click “Next” to return to the main menu.
Step 3: Set Up Wireless Security – Run the Security
Assistant Software
Now that your network is set up and working, it is recommended that
you turn on wireless security to prevent unauthorized access to your
network from neighboring wireless-enabled computers. The Security
Assistant will guide you through the process. Click “Security Assistant”
and follow the on-screen instructions.
IMPORTANT: Run the Setup Assistant from the computer that is directly
connected to the Router.

22
Wireless G Router
SECTIONSTable of Contents 123 56789104
CONNECTING AND CONFIGURING YOUR ROUTER
3.1 Picking the Security Type
Select the security type for your wireless network and click “Next”
to continue.
Progress Screen
The Security Assistant will show you a progress screen each time a step
has been completed.

23
Wireless G Router
SECTIONSTable of Contents 123 56789104
CONNECTING AND CONFIGURING YOUR ROUTER
3.3 Transferring the Key
After setting up your wireless security, you will have to transfer the
network key to each of your wireless computers. Click on “Transfer Key”
if you have a USB flash drive. Follow the on-screen instructions, or click
on “Print” to print the information. Manually enter it to each wireless
computer. Then, click “Next” to continue.
3.2 Creating a Network Key
Enter a network key (PSK) for your wireless network and click “Next”
to continue.

24
Wireless G Router
SECTIONSTable of Contents 123 56789104
CONNECTING AND CONFIGURING YOUR ROUTER
Congratulations
Once you have verified that your wireless computers are properly
connected, your wireless network is set up and secured. You now can
run your network wirelessly and securely. Click “Finish” to take you back
to the main menu.
3.4 Verifying the Connection
If all your wireless computers are able to connect to the Router, click
“Next”. If you are having trouble, select “I had problem with at least one
computer” and click “Next”. Then, follow on-screen instructions.

25
Wireless G Router
SECTIONSTable of Contents 1234 678910
ALTERNATE SETUP METHOD
5
The Web-Based Advanced User Interface is a web-based tool that you can use to set up the Router if you don’t want to use the Setup Assistant
Software. You can also use it to manage advanced functions of the Router. From the Web-Based Advanced User Interface, you can perform the
following tasks:
Ř View the Router’s current settings and status
Ř Configure the Router to connect to your ISP with the settings that
they provided you
Ř Change the current network settings such as the Internal IP
address, the IP address pool, DHCP settings, and more
Ř Set the Router’s firewall to work with specific applications
(port forwarding)
Ř Set up security features such as client restrictions, MAC address
filtering, WEP, and WPA
Ř Enable the DMZ feature for a single computer on your network
Ř Change the Router’s internal password
Ř Enable/Disable UPnP (Universal Plug-and-Play)
Ř Reset the Router
Ř Back up your configuration settings
Ř Reset the Router’s default settings
Ř Update the Router’s firmware

26
Wireless G Router
SECTIONSTable of Contents 1234 6789105
ALTERNATE SETUP METHOD
Step 1 Set up your Computer’s Network Settings to
Work with a DHCP Server
See the section in this User Manual called “Manually Configuring
Network Settings” for directions.
Step 2 Configure the Router Using the Web-Based
Advanced User Interface
Using your Internet browser, you can access the Router’s Web-Based
Advanced User Interface. In your browser, type “192.168.2.1” (you do not
need to type in anything else such as “http://” or “www”). Then press
the “Enter” key.
PLEASE NOTE: If you have difficulty accessing the Router’s Web-Based
Advanced User Interface, go to the section entitled “Manually
Configuring Network Settings”.

27
Wireless G Router
SECTIONSTable of Contents 1234 6789105
ALTERNATE SETUP METHOD
Logging into the Router
You will see the Router’s home page in your browser window. The home
page is visible to any user who wants to see it. To make any changes
to the Router’s settings, you have to log in. Clicking the “Login” button
or clicking on any one of the links on the home page will take you to
the login screen. The Router ships with no password entered. In the
login screen, leave the password blank and click the “Submit” button to
log in.
Logging out of the Router
One computer at a time can log into the Router for the purposes of
making changes to the settings of the Router. Once a user has logged in
to make changes, there are two ways that the computer can be logged
out. Clicking the “Logout” button will log the computer out. The second
method is automatic. The login will time out after a specified period of
time. The default login time-out is 10 minutes. This can be changed from
1 to 99 minutes. For more information, see the section in this manual
entitled “Changing the Login Time-Out Setting”.

28
Wireless G Router
SECTIONSTable of Contents 1234 6789105
ALTERNATE SETUP METHOD
Using the Web-Based Advanced User Interface
The home page is the first page you will see when you access the Web-Based Advanced User Interface (UI). The home
page shows you a quick view of the Router’s status and settings. All advanced setup pages can be reached from this page.
(2)
(4)
(5)
(10)
(3)
(1)
(9)
(6)
(7)
(8)
(11)

29
Wireless G Router
SECTIONSTable of Contents 1234 6789105
ALTERNATE SETUP METHOD
1. Quick-Navigation Links
You can go directly to any of the Router’s UI pages by clicking directly
on these links. The links are divided into logical categories and grouped
by tabs to make finding a particular setting easier to find. Clicking on
the purple header of each tab will show you a short description of the
tab’s function.
2. Home Button
The “Home” button is available in every page of the UI. Pressing this
button will take you back to the home page.
3. Internet Status Indicator
This indicator is visible in all pages of the UI, indicating the connection
status of the Router. When the indicator says “Connected” in BLUE, the
Router is connected to the Internet. When the Router is not connected
to the Internet, the indicator will read “no connection” in RED. The
indicator is automatically updated when you make changes to the
settings of the Router.
4. Login/Logout Button
This button enables you to log in and out of the Router with the press of
one button. When you are logged into the Router, this button will change
to read “Logout”. Logging into the Router will take you to a separate
login page where you will need to enter a password. When you are
logged into the Router, you can make changes to the settings. When you
are finished making changes, you can log out of the Router by clicking
the “Logout” button. For more information about logging into the Router,
see the section called “Logging into the Router”.
5. Help Button
The “Help” button gives you access to the Router’s help pages. Help
is also available on many pages by clicking “more info” next to certain
sections of each page.
6. Language
This shows the active language for the User Interface. Select a desirable
language by clicking one of the available languages.

30
Wireless G Router
SECTIONSTable of Contents 1234 6789105
ALTERNATE SETUP METHOD
7. L AN Set tings
Shows you the settings of the Local Area Network (LAN) side of the
Router. Changes can be made to the settings by clicking on any one
of the links (IP Address, Subnet Mask, DHCP Server) or by clicking the
“LAN” “Quick Navigation” link on the left side of the screen.
8. Features
Shows the status of the Router’s Firewall and Wireless features.
Changes can be made to the settings by clicking on any one of the links
or by clicking the “Quick Navigation” links on the left side of the screen.
9. Internet WAN Settings
Shows the settings of the Internet/WAN side of the Router that
connects to the Internet. Changes to any of these settings can be made
by clicking on the links or by clicking on the “Internet/WAN” “Quick
Navigation” link on the left side of the screen.
10. Version Info
Shows the firmware version, boot-code version, hardware version, and
serial number of the Router.
11. Page Name
The page you are on can be identified by this name. This User Manual
will sometimes refer to pages by name. For instance “LAN > LAN
Settings” refers to the “LAN Settings” page.

31
Wireless G Router
SECTIONSTable of Contents 1234 6789105
ALTERNATE SETUP METHOD
Step 3 Configure your Router for Connection to your Internet Service Provider (ISP)
The “Internet/WAN” tab is where you will set up your Router to connect
to your Internet Service Provider (ISP). The Router is capable of
connecting to virtually any ISP’s system provided you have correctly
configured the Router’s settings for your ISP’s connection type. Your ISP
connection settings are provided to you by your ISP. To configure the
Router with the settings that your ISP gave you, click “Connection Type”
(A) on the left side of the screen. Select the connection type you use. If
your ISP gave you DNS settings, clicking “DNS” (B) allows you to enter
DNS address entries for ISPs that require specific settings. Clicking
“MAC address” (C) will let you clone your computer’s MAC address or
type in a specific WAN MAC address, if required by your ISP. When you
have finished making settings, the “Internet Status” indicator will read
“Connected” if your Router is set up properly.
(B)
(A)
(C)
Setting your Connection Type
From the “Connection Type” page, you can select the type of connection
you use. Select the type of connection you use by clicking the button (1)
next to your connection type and then clicking “Next” (2).
(1)
(2)

32
Wireless G Router
SECTIONSTable of Contents 1234 6789105
ALTERNATE SETUP METHOD
Setting your Internet Service Provider (ISP) Connection Type to
Dynamic IP
A dynamic connection type is the most common connection type used
with cable modems. Setting the connection type to “dynamic” in many
cases is enough to complete the connection to your ISP. Some dynamic
connection types may require a host name. You can enter your host
name in the space provided if you were assigned one. Your host name
is assigned by your ISP. Some dynamic connections may require that
you clone the MAC address of the PC that was originally connected to
the modem.
Change WAN MAC Address
If your ISP requires a specific MAC address to connect to the service,
you can enter a specific MAC address or clone the current computer’s
MAC address through this link.

33
Wireless G Router
SECTIONSTable of Contents 1234 6789105
ALTERNATE SETUP METHOD
1. IP Address
Provided by your ISP. Enter your IP address here.
2. Subnet Mask
Provided by your ISP. Enter your subnet mask here.
3. ISP Gateway Address
Provided by your ISP. Enter the ISP gateway address here.
Setting your Internet Service Provider (ISP) Connection Type to Static IP
A static IP address connection type is less common than other connection types. If your ISP uses static IP addressing, you will need your IP address
(1), subnet mask (2), and ISP gateway address (3). This information is available from your ISP or on the paperwork that your ISP left with you. Type in
your information, then click “Apply Changes”. After you apply the changes, the “Internet Status” indicator will read “Connected” if your Router is set
up properly.
(1)
(2)
(3)

34
Wireless G Router
SECTIONSTable of Contents 1234 6789105
ALTERNATE SETUP METHOD
Setting your ISP Connection Type to PPPoE
Most DSL providers use PPPoE as the connection type. If you use a DSL modem to connect to the Internet, your ISP may use PPPoE to log you into
the service. If you have an Internet connection in your home or small office that doesn’t require a modem, you may also use PPPoE.
Your connection type is PPPoE if:
- Your ISP gave you a user name and password, which is required to
connect to the Internet;
- Your ISP gave you software such as WinPOET or Enternet300 that you
use to connect to the Internet; or
- You have to double-click on a desktop icon other than your browser to
get on the Internet.
(1)
(2)
(3)
(4)
(5)

35
Wireless G Router
SECTIONSTable of Contents 1234 6789105
ALTERNATE SETUP METHOD
1. User Name
This space is provided to type in your user name that was assigned by
your ISP.
2. Password
Type in your password and re-type it into the “Retype Password” box to
confirm it.
3. Service Name
A service name is rarely required by an ISP. If you are not sure if your
ISP requires a service name, leave this blank.
4. MTU
The MTU setting should never be changed unless your ISP gives you
a specific MTU setting. Making changes to the MTU setting can cause
problems with your Internet connection including disconnection from the
Internet, slow Internet access, and problems with Internet applications
working properly.
5. Maximum Idle Time
This feature is used to automatically disconnect the Router from your
ISP when there is no activity for a specified period of time. For instance,
placing a check mark next to this option and entering “5” into the minute
field will cause the Router to disconnect from the Internet after five
minutes of no Internet activity. This option should be used if you pay for
your Internet service by the minute.

36
Wireless G Router
SECTIONSTable of Contents 1234 6789105
ALTERNATE SETUP METHOD
Setting your Internet Service Provider (ISP) Connection Type to Point-to-Point Tunneling Protocol (PPTP)
[European Countries Only]. Some ISPs require a connection using PPTP
protocol, a type of connection most common in European countries.
This sets up a direct connection to the ISP’s system. Type in the
information provided by your ISP in the space provided. When you
have finished, click “Apply Changes”. After you apply the changes, the
“Internet Status” indicator will read “Connected” if your Router is set
up properly.
(1)
(2)
(3)
(4)
(5)
(a)
(b)
(c)

37
Wireless G Router
SECTIONSTable of Contents 1234 6789105
ALTERNATE SETUP METHOD
1. User ID
Provided by your ISP. Enter your PPTP User ID here.
2. Password
Provided by your ISP. Type in your password here.
3. PPTP Gateway
Provided by your ISP. Enter your PPTP gateway/service IP address here.
4. Idle Time Out
This feature is used to automatically disconnect the Router from your
ISP when there is no activity for a specified period of time. For instance,
entering “10” into the minute field will cause the Router to disconnect
from the Internet after 10 minutes of no Internet activity. This option
should be used if you pay for your Internet service by the minute.
5. Get IP by DHCP
Select the method of getting your Internet IP address from your ISP
server. It depends on your ISP service type. Check this box if your
ISP will automatically assign an IP address for you. If you are not
sure of this, please contact your ISP’s technical-support hotline. If
your ISP provided an IP address for you, enter the information in the
following fields.
a. IP Address
Provided by your ISP. Enter the IP address here.
b. Subnet Mask
Provided by your ISP. Enter the IP address here.
c. Default Gateway
Provided by your ISP. Enter the gateway address here.

38
Wireless G Router
SECTIONSTable of Contents 1234 6789105
ALTERNATE SETUP METHOD
Setting your Connection Type if you are a Telstra®
BigPond/OptusNet Cable User
Follow the on-screen steps and click “Apply Changes” to complete
your setup.
Setting Custom Domain Name Server (DNS) Settings
A “Domain Name Server” is a server located on the Internet that
translates Universal Resource Locators (URLs) like “www.belkin.com”
into IP addresses. Many Internet Service Providers (ISPs) do not require
you to enter this information into the Router. The “Automatic from ISP”
box should be checked if your ISP did not give you a specific DNS
address. If you are using a static IP connection type, then you may
need to enter a specific DNS address and secondary DNS address for
your connection to work properly. If your connection type is dynamic
or PPPoE, it is likely that you do not have to enter a DNS address.
Leave the “Automatic from ISP” box checked. To enter the DNS
address settings, uncheck the “Automatic from ISP” box and enter your
DNS entries in the spaces provided. Click “Apply Changes” to save
the settings.

39
Wireless G Router
SECTIONSTable of Contents 1234 6789105
ALTERNATE SETUP METHOD
Configuring your WAN Media Access Controller (MAC) Address
All network components including cards, adapters, and routers, have
a unique “serial number” called a MAC address. Your Internet Service
Provider may record the MAC address of your computer’s adapter
and only let that particular computer connect to the Internet service.
When you install the Router, its own MAC address will be “seen” by the
ISP and may cause the connection not to work. Belkin has provided
the ability to clone (copy) the MAC address of the computer into the
Router. This MAC address, in turn, will be seen by the ISP’s system as
the original MAC address and will allow the connection to work. If you
are not sure whether your ISP needs to see the original MAC address,
simply clone the MAC address of the computer that was originally
connected to the modem. Cloning the address will not cause any
problems with your network.
Cloning your MAC Address
To clone your MAC address, make sure that you are using the computer
that was ORIGINALLY CONNECTED to your modem before the Router
was installed. Click the “Clone” button (1). Click “Apply Changes”. Your
MAC address is now cloned to the Router.
Entering a Specific MAC Address
In certain circumstances you may need a specific WAN MAC address.
You can manually enter one in the “MAC Address” page. Type a MAC
address in the spaces provided (2) and click “Apply Changes” to save
the changes. The Router’s WAN MAC address will now be changed to
the MAC address you specified.
(1)
(2)

.<D8>8EE)AGF8D
,* % +.*-%,*) %+)
1KAF?QGMJ%FL=JF=L:JGOK=JQGM;9F9;;=KKL@=.GML=JK3=:9K=<<N9F;=<1K=J%FL=J>9;=%FQGMJ:JGOK=JLQH=TV<GFGLLQH=AF
9FQL@AF?=DK=KM;@9KT@LLHVGJTOOOVL@=FHJ=KKL@=T!FL=JV C=Q
5GMOADDK==L@=.GML=JK@GE=H9?=AFQGMJ:JGOK=JOAF<GO

41
Wireless G Router
SECTIONSTable of Contents 12345 789106
USING THE WEB-BASED ADVANCED USER INTERFACE
Changing LAN Settings
All settings for the internal LAN setup of the Router can be viewed and
changed here.
Viewing the LAN Settings
Clicking on the header of the “LAN Setup” tab (1) will take you to its
header page. A quick description of the functions can be found here. To
view the settings or make changes to any of the LAN settings, click on
“LAN Settings” (2), or to view the list of connected computers, click on
“DHCP Client List” (3).
(1)
(3)
(2) 1
2
3
4
5
6

42
Wireless G Router
SECTIONSTable of Contents 12345 789106
USING THE WEB-BASED ADVANCED USER INTERFACE
1. IP Address
The “IP address” is the internal IP address of the Router. The default
IP address is “192.168.2.1”. To access the Web-Based Advanced User
Interface, type this IP address into the address bar of your browser.
This address can be changed if needed. To change the IP address,
type in the new IP address and click “Apply Changes”. The IP address
you choose should be a non-routable IP. Examples of a non-routable IP
are: 192.168.x.x (where x is anywhere between 0 and 255), and 10.x.x.x
(where x is anything between 0 and 255).
2. Subnet Mask
There is no need to change the subnet mask. This is a unique, advanced
feature of your Belkin Router. It is possible to change the subnet mask
if necessary; however, do NOT make changes to the subnet mask
unless you have a specific reason to do so. The default setting is
“255.255.255.0”.
3. DHCP Server
The DHCP server function makes setting up a network very easy by
assigning IP addresses to each computer on the network automatically.
The default setting is “On”. The DHCP server can be turned OFF if
necessary; however, in order to do so you must manually set a static
IP address for each computer on your network. To turn off the DHCP
server, select “Off” and click “Apply Changes”.
4. IP Pool
The range of IP addresses set aside for dynamic assignment to the
computers on your network. The default is 2–100 (99 computers). If you
want to change this number, you can do so by entering a new starting
and ending IP address and clicking on “Apply Changes”. The DHCP
server can assign 100 IP addresses automatically. This means that
you cannot specify an IP address pool larger than 100 computers. For
example, starting at 50 means you have to end at 150 or lower so as not
to exceed the 100-client limit. The starting IP address must be lower in
number than the ending IP address.
5. Lease Time
The length of time the DHCP server will reserve the IP address for each
computer. We recommend that you leave the lease time set to “Forever”.
The default setting is “Forever”, meaning that any time a computer is
assigned an IP address by the DHCP server, the IP address will not
change for that particular computer. Setting lease times for shorter
intervals such as one day or one hour frees IP addresses after the
specified period of time. This also means that a particular computer’s
IP address may change over time. If you have set any of the other
advanced features of the Router such as DMZ or client IP filters, these
are dependent on the IP address. For this reason, you will not want the
IP address to change.
6. Local Domain Name
The default setting is “Belkin”. You can set a local domain name
(network name) for your network. There is no need to change this setting
unless you have a specific advanced need to do so. You can name the
network anything you want such as “MY NETWORK”.

.<D8>8EE)AGF8D
,* % +.*-%,*) %+)
-<8I<@:F;8'><8@F#<EF'4:8
5GM;9FNA=O9DAKLG>L@=;GEHML=JKCFGOF9K;DA=FLKO@A;@9J=
;GFF=;L=<LGQGMJF=LOGJC5GM9J=9:D=LGNA=OL@=%,9<<J=KKG>L@=
;GEHML=JL@=@GKLF9E=A>L@=;GEHML=J@9K:==F9KKA?F=<GF=
9F<L@=)9<<J=KKG>L@=;GEHML=JKF=LOGJCAFL=J>9;=;9J<*%
,J=KKAF?L@=T.=>J=K@V:MLLGFOADDMH<9L=L@=DAKL%>L@=J=@9N=:==F
9FQ;@9F?=KL@=DAKLOADD:=MH<9L=<
A@9<:GD<@:F;8.<D8>8EE%8FIAD=*8FF<@:E
DA;CAF?GFL@=@=9<=JG>L@=T3AJ=D=KKVL9:OADDL9C=QGMLGL@=
T3AJ=D=KKV@=9<=JH9?=1F<=JL@=T3AJ=D=KKVL9:L@=J=9J=DAFCKL@9L
9DDGOQGMLGE9C=;@9F?=KLGL@=OAJ=D=KKF=LOGJCK=LLAF?K

.<D8>8EE)AGF8D
,* % +.*-%,*) %+)
;4@:<@:F;8.<D8>8EE%8FIAD=%4?8**
0GA<=FLA>QQGMJOAJ=D=KKF=LOGJC9F9E=;9DD=<L@=//% /=JNA;=/=L
%<=FLA>A=JAKMK=<0@=<=>9MDL//% G>L@=.GML=JAKT:=DCAF?V5GM
;9F;@9F?=L@AKLG9FQL@AF?QGMO9FLLGGJQGM;9FD=9N=ALMF;@9F?=<
%>L@=J=9J=GL@=JOAJ=D=KKF=LOGJCKGH=J9LAF?AFQGMJ9J=9QGMOADDO9FL
LGE9C=KMJ=L@9LQGMJ//% AKMFAIM=<G=KFGLE9L;@L@9LG>9FGL@=J
OAJ=D=KKF=LOGJCAFL@=9J=90G;@9F?=L@=//% LQH=L@=//% L@9L
QGMO9FLLGMK=AFL@=T//% V>A=D<9F<;DA;CTHHDQ@9F?=KV
0@=;@9F?=AKAEE=<A9L=%>QGME9C=9;@9F?=LGL@=//% QGMJ
OAJ=D=KK=IMAHH=<;GEHML=JKE9Q9DKGF==<LG:=J=;GF>A?MJ=<LG
;GFF=;LLGQGMJF=OF=LOGJCF9E=.=>=JLGL@=<G;ME=FL9LAGFG>QGMJ
OAJ=D=KKF=LOGJC9<9HL=J>GJAF>GJE9LAGFGFE9CAF?L@AK;@9F?=

.<D8>8EE)AGF8D
,* % +.*-%,*) %+)
** DA4764EF84FGD8
%AF8+;<E47H4@687984FGD8E;AG>7588?B>AK875K47H4@687
GE8DE A@>K
"GJK=;MJALQQGM;9F;@GGK=FGLLG:JG9<;9KLQGMJF=LOGJCK//%
GAF?KGOADDC==HQGMJF=LOGJCF9E=@A<<=F>JGE;GEHML=JKL@9L
9J=K;9FFAF?>GJL@=HJ=K=F;=G>OAJ=D=KKF=LOGJCK0GLMJFG>>L@=
:JG9<;9KLG>L@=//% K=D=;LT AK9:D=V9F<L@=F;DA;CTHHDQ@9F?=KV
!9;@;GEHML=JFGOF==<KLG:=K=LLG;GFF=;LLGQGMJKH=;A>A;//% 9F
//% G>T*5VOADDFGDGF?=J:=9;;=HL=<.=>=JLGL@=<G;ME=FL9LAGFG>
QGMJOAJ=D=KKF=LOGJC9<9HL=J>GJAF>GJE9LAGFGFE9CAF?L@AK;@9F?=
,E<@:F;8.<D8>8EE$A78*I<F6;
5GMJ.GML=J;9FGH=J9L=AFL@J==<A>>=J=FLOAJ=D=KKEG<=KT)AP=<
:?VT?+FDQVT:+FDQV9F<T+>>V0@=<A>>=J=FLEG<=K9J=
=PHD9AF=<:=DGO

46
Wireless G Router
SECTIONSTable of Contents 12345 789106
USING THE WEB-BASED ADVANCED USER INTERFACE
11b Only Mode
We recommend you DO NOT use this mode unless you have a very
specific reason to do so. This mode exists only to solve unique problems
that may occur with some 802.11b client adapters and is NOT necessary
for interoperability of 802.11g and 802.11b standards.
When to Use 11b Only Mode
In some cases, older 802.11b clients may not be compatible with 802.11g
wireless. These adapters tend to be of inferior design and may use
older drivers or technology. Switching to this mode can solve problems
that sometimes occur with these clients. If you suspect that you are
using a client adapter that falls into this category of adapters, first
check with the adapter vendor to see if there is a driver update. If there
is no driver update available, switching to b only mode may fix your
problem. Please note that switching to 11b only mode will decrease
802.11g performance.
Off
This option will turn off wireless functionality.
Mixed (11b+11g) Mode
In this mode, the Router is compatible with 802.11b and 802.11g wireless
clients simultaneously. This is the factory default mode and ensures
successful operation with all Wi-Fi-compatible devices. If you have a
mix of 802.11b and 802.11g clients in your network, we recommend
setting the Router to mixed (11b+11g) mode. This setting should only be
changed if you have a specific reason to do so.
11g Only Mode
11g mode works with 802.11g clients only. This mode is recommended
only if you want to prevent 802.11b clients from accessing your network.
To switch modes, select the desired mode from the “Wireless Mode”
drop-down box. Then, click “Apply Changes”.

.<D8>8EE)AGF8D
,* % +.*-%,*) %+)
;4@:<@:F;8.<D8>8EE;4@@8>
0@=J=9J=9FME:=JG>GH=J9LAF?;@9FF=DKQGM;9F;@GGK=>JGE%FL@=
1FAL=</L9L=KL@=J=9J=;@9FF=DK%FMKLJ9DA9L@=1FAL=<'AF?<GE
9F<EGKLG>!MJGH=L@=J=9J=;@9FF=DK%F9KE9DDFME:=JG>
GL@=J;GMFLJA=KL@=J=9J=GL@=J;@9FF=DJ=IMAJ=E=FLK5GMJ.GML=J
AK;GF>A?MJ=<LGGH=J9L=GFL@=HJGH=J;@9FF=DK>GJL@=;GMFLJQQGM
J=KA<=AF0@=<=>9MDL;@9FF=DAKTMLGV0@=;@9FF=D;9F:=;@9F?=<A>
F==<=<%>L@=J=9J=GL@=JOAJ=D=KKF=LOGJCKGH=J9LAF?AFQGMJ9J=9QGMJ
F=LOGJCK@GMD<:=K=LLGGH=J9L=GF9;@9FF=DL@9LAK<A>>=J=FLL@9FL@=
GL@=JOAJ=D=KKF=LOGJCK"GJ:=KLH=J>GJE9F;=MK=9;@9FF=DL@9LAK9L
D=9KL>AN=;@9FF=DK9O9Q>JGEL@=GL@=JOAJ=D=KKF=LOGJC"GJAFKL9F;=
A>9FGL@=JF=LOGJCAKGH=J9LAF?GF;@9FF=DL@=FK=LQGMJF=LOGJCLG
;@9FF=DGJ:=DGO0G;@9F?=L@=;@9FF=DK=D=;LL@=;@9FF=D>JGEL@=
<JGH<GOFDAKLDA;CTHHDQ@9F?=KV

.<D8>8EE)AGF8D
,* % +.*-%,*) %+)
'DAF86F87$A78*I<F6;
KH9JLG>L@=?KH=;A>A;9LAGF,JGL=;L=<EG<==FKMJ=KHJGH=J
GH=J9LAGFG>?;DA=FLK9F<9;;=KKHGAFLKO@=FL@=J=AK@=9NQ
:LJ9>>A;AFL@=GH=J9LAF?=FNAJGFE=FL3@=F,JGL=;L=<EG<=AK
+*?K;9FK>GJGL@=JOAJ=D=KKF=LOGJCLJ9>>A;:=>GJ=ALLJ9FKEALK
<9L90@=J=>GJ=MKAF?L@AKEG<=AF=FNAJGFE=FLKOAL@$!25:
LJ9>>A;GJAFL=J>=J=F;=9;@A=N=K:=KLH=J>GJE9F;=J=KMDLK%>QGM9J=AF9F
=FNAJGFE=FLOAL@N=JQDALLD=XGJFGXGL@=JOAJ=D=KKF=LOGJCLJ9>>A;QGMJ
:=KLH=J>GJE9F;=OADD:=9;@A=N=<OAL@,JGL=;L=<EG<=+""

49
Wireless G Router
SECTIONSTable of Contents 12345 789106
USING THE WEB-BASED ADVANCED USER INTERFACE
Securing your Wi-Fi®Network
Here are a few different ways you can maximize the security of your
wireless network and protect your data from prying eyes and ears. This
section is intended for the home, home office, and small office user.
At the time of this User Manual’s publication, there are four encryption
methods available.
Name
64-Bit Wired
Equivalent
Privacy
128-Bit Wired
Equivalent
Privacy
Wi-Fi Protected
Access-TKIP
Wi-Fi Protected
Access 2
Acronym 64-bit WEP 128-bit WEP WPA-TKIP/AES (or
just WPA)
WPA2-AES (or just
WPA2)
Security Good Better Best Best
Features Static keys Static keys
Dynamic key
encryption
and mutual
authentication
Dynamic key
encryption
and mutual
authentication
Encryption
keys based on
RC4 algorithm
(typically
40-bit keys)
More secure
than 64-bit
WEP using a
key length of
104 bits plus
24 additional
bits of system-
generated
data
TKIP (Temporal
Key Integrity
Protocol) added
so that keys
are rotated and
encryption is
strengthened
AES (Advanced
Encryption
Standard) does
not cause any
throughput loss
Wired Equivalent Privacy (WEP)
WEP is a common protocol that adds security to all Wi-Fi-compliant
wireless products. WEP was designed to give wireless networks the
equivalent level of privacy protection as a comparable wired network.
64-Bit WEP
64-bit WEP was first introduced with 64-bit encryption, which includes
a key length of 40 bits plus 24 additional bits of system-generated data
(64 bits total). Some hardware manufacturers refer to 64-bit as 40-bit
encryption. Shortly after the technology was introduced, researchers
found that 64-bit encryption was too easy to decode.
128-Bit WEP
As a result of 64-bit WEP’s potential security weaknesses, a more
secure method of 128-bit encryption was developed. 128-bit encryption
includes a key length of 104 bits plus 24 additional bits of system-
generated data (128 bits total). Some hardware manufacturers refer to
128-bit as 104-bit encryption.
Most of the new wireless equipment in the market today supports both
64-bit and 128-bit WEP encryption, but you might have older equipment
that only supports 64-bit WEP. All Belkin wireless products will support
both 64-bit and 128-bit WEP.

50
Wireless G Router
SECTIONSTable of Contents 12345 789106
USING THE WEB-BASED ADVANCED USER INTERFACE
Encryption Keys
After selecting either the 64-bit or 128-bit WEP encryption mode, it is
critical that you generate an encryption key. If the encryption key is
not consistent throughout the entire wireless network, your wireless
networking devices will be unable to communicate with one another
on your network and you will not be able to successfully communicate
within your network.
You can enter your key by typing in the hex key manually, or you can
type in a passphrase in the “Passphrase” field and click “Generate” to
create a key. A hex (hexadecimal) key is a combination of numbers and
letters from A–F and 0–9. For 64-bit WEP, you need to enter 10 hex
keys. For 128-bit WEP, you need to enter 26 hex keys.
For instance:
AF 0F 4B C3 D4 = 64-bit WEP key
C3 03 0F AF 0F 4B B2 C3 D4 4B C3 D4 E7 = 128-bit WEP key
The WEP passphrase is NOT the same as a WEP key. Your Router uses
this passphrase to generate your WEP keys, but different hardware
manufacturers might have different methods on generating the keys.
If you have multiple vendors’ equipment in your network, the easiest
thing to do is to use the hex WEP key from your Router or access
point and enter it manually into the hex WEP key table in your Router’s
configuration screen.
Wi-Fi Protected Access™ (WPA™)
WPA is a new Wi-Fi standard that was designed to improve upon the
security features of WEP. To use WPA security, the drivers and software
of your wireless equipment must be upgraded to support WPA. These
updates will be found on the wireless vendor’s website. There are two
types of WPA security: WPA-PSK and WPA2.
WPA-PSK uses what is known as a pre-shared key as the network
key. A network key is basically a password that is between eight
and 63 characters long. It can be a combination of letters, numbers,
or characters. Each client uses the same network key to access
the network. Typically, this is the mode that will be used in a home
environment.
WPA2™ requires Advanced Encryption Standard (AES) for encryption
of data, which offers much greater security than WPA. WPA uses both
Temporal Key Integrity Protocol (TKIP) and (AES) for encryption.

.<D8>8EE)AGF8D
,* % +.*-%,*) %+)
*;4D<@:F;8*4?8%8FIAD="8KE
)GKL3A"AHJG<M;LKK@AHOAL@K=;MJALQLMJF=<G>>/GGF;=QGM@9N=
QGMJF=LOGJCOGJCAF?QGMF==<LG9;LAN9L=3!,GJ3,9F<E9C=KMJ=
QGMJOAJ=D=KKF=LOGJCAF?<=NA;=K9J=K@9JAF?L@=K9E=F=LOGJCC=Q
0@=>GDDGOAF?<A9?J9EK@GOKL@==>>=;LG>FGL@9NAF?L@=;GJJ=;L
F=LOGJCC=QL@JGM?@GMLQGMJF=LOGJC
,E<@:48J4786<?4>"8K
@=P9<=;AE9DC=QAK9;GE:AF9LAGFG>FME:=JK9F<D=LL=JK>JGEU"
9F<U:ALC=QK9J=>AN=LOG<A?ALFME:=JK:ALC=QK9J=
LOG<A?ALFME:=JK
"GJAFKL9F;=
:ALC=Q
:ALC=Q
%FL@=:GP=K:=DGOE9C=MHQGMJC=Q:QOJALAF?AFLOG;@9J9;L=JK
:=LO==FU"9F<UAF=9;@:GP5GMOADDMK=L@AKC=QLGHJG?J9EL@=
=F;JQHLAGFK=LLAF?KGFQGMJ.GML=J9F<QGMJOAJ=D=KK;GEHML=JK
%AF8FA$46GE8DE+JA?AF9DHHD=ZAJ,GJLZHJG<M;LKKMHHGJL:AL
=F;JQHLAGFGFDQHHD=AJ,GJLHJG<M;LK;9FKMHHGJL:ALGJ:AL
=F;JQHLAGF,D=9K=;@=;CQGMJHJG<M;LLGK==O@A;@N=JKAGFQGM9J=
MKAF?%>QGM;9FFGL;GF>A?MJ=QGMJF=LOGJCOAL@:AL=F;JQHLAGFLJQ
:AL=F;JQHLAGF
0@=F=LOGJC9<9HL=J;9FFGL9;;=KKL@=F=LOGJC:=;9MK=ALMK=K9
<A>>=J=FLF=LOGJCC=QL@9FL@=GF=;GF>A?MJ=<GFL@=OAJ=D=KKJGML=J

.<D8>8EE)AGF8D
,* % +.*-%,*) %+)
.'*8FGB
<F.'@6DKBF<A@
/=D=;LT3!,V>JGEL@=T/=;MJALQVE=FMKTDDGO=<DA=FL0QH=V
/=D=;LT:ALV>JGEL@=<JGH<GOFE=FMAFT3!,)G<=V
>L=JK=D=;LAF?QGMJ3!,=F;JQHLAGFEG<=QGM;9F=FL=JQGMJ
C=Q:QLQHAF?AFL@=@=PC=QE9FM9DDQGJQGM;9FLQH=AFQGMJ
H9KKH@J9K=DA;CT#=F=J9L=VLG?=F=J9L=>GMJ<A>>=J=FL@=PC=QK
@=P@=P9<=;AE9DC=QAK9;GE:AF9LAGFG>FME:=JK9F<D=LL=JK>JGE
U"9F<U"GJ:AL3!,QGMF==<LG=FL=J@=PC=QK
"GJAFKL9F;=
:AL3!,C=Q
.)% %%>QGM9J=;GF>A?MJAF?L@=#3AJ=D=KK.GML=JGJ9;;=KKHGAFL
>JGE9;GEHML=JOAL@9OAJ=D=KK;DA=FLQGMOADDF==<LGJ=;GFF=;LLGL@=
.GML=J9F<K=LMHL@=;GFF=;LAGFOAL@L@=K=;MJALQC=QQGMN=K=LMH

.<D8>8EE)AGF8D
,* % +.*-%,*) %+)
<F.' @6DKBF<A@
%AF8FA$46GE8DE0@=H9KKH@J9K=GHLAGFOADDFGLGH=J9L=OAL@HHD=AJ,GJL0G;GF>A?MJ==F;JQHLAGF>GJQGMJ)9;;GEHML=JK=LL@==F;JQHLAGF
MKAF?L@=E9FM9DE=L@G<<=K;JA:=<AFL@=F=PLK=;LAGF
.)% %%>QGM9J=;GF>A?MJAF?L@=#3AJ=D=KK.GML=JGJ9;;=KKHGAFL
>JGE9;GEHML=JOAL@9OAJ=D=KK;DA=FLQGMOADDF==<LGJ=;GFF=;LLGL@=
.GML=J9F<K=LMHL@=;GFF=;LAGFOAL@L@=K=;MJALQC=QQGMN=K=LMH
/=D=;LT3!,V>JGEL@=T/=;MJALQVE=FMKTDDGO=<DA=FL0QH=V
/=D=;LT:ALV>JGEL@=<JGH<GOFE=FMAFT3!,)G<=V
>L=JK=D=;LAF?QGMJ3!,=F;JQHLAGFEG<=QGM;9F=FL=JQGMJ
C=Q:QLQHAF?AFL@=@=PC=QE9FM9DDQGJQGM;9FHML9;@=;C
E9JCAFT,9KKH@J9K=VL@=FLQH=AFQGMJH9KKH@J9K=DA;CTHHDQ
@9F?=KVLG?=F=J9L=>GMJ<A>>=J=FL@=PC=QK
@=P@=P9<=;AE9DC=QAK9;GE:AF9LAGFG>FME:=JK9F<D=LL=JK>JGE
U"9F<U"GJ:AL3!,QGMF==<LG=FL=J@=PC=QK
"GJAFKL9F;=
:AL3!,C=Q

.<D8>8EE)AGF8D
,* % +.*-%,*) %+)
;4@:<@:F;8.<D8>8EE*86GD<FK*8FF<@:E
5GMJ.GML=JAK=IMAHH=<OAL@L@=D9L=KLK=;MJALQKL9F<9J<;9DD=<3A"A
,JGL=;L=<;;=KK3,9F<L@=D=?9;QK=;MJALQKL9F<9J<;9DD=<
3AJ=<!IMAN9D=FL,JAN9;Q3!,5GMJ.GML=J9DKGKMHHGJLKL@=3A"A
,JGL=;L=</=LMH3,/KH=;A>A;9LAGFO@A;@KAEHDA>A=KL@=K=LMHG>9
OAJ=D=KKF=LOGJC3,/MK=K>9EADA9JE=L@G<GDG?A=KKM;@9KLQHAF?AF
9,=JKGF9D%<=FLA>A;9LAGF*ME:=J,%*GJHMK@AF?9:MLLGFLG=F9:D=
MK=JKLG9MLGE9LA;9DDQ;GF>A?MJ=F=LOGJCF9E=K9F<KLJGF?3,3,
<9L9=F;JQHLAGF9F<9ML@=FLA;9LAGFQ<=>9MDLOAJ=D=KKK=;MJALQAK
<AK9:D=<0G=F9:D=K=;MJALQQGMOADDF==<LG<=L=JEAF=O@A;@KL9F<9J<
QGMO9FLLGMK=0G9;;=KKL@=K=;MJALQK=LLAF?K;DA;CT/=;MJALQVGFL@=
T3AJ=D=KKVL9:
,E<@:.<<'DAF86F87*8FGB
3,/MK=K3,<=K;JA:=<:=DGO>GJ=F;JQHLAGF%L<G=KFGLHJGNA<=
9<<ALAGF9DK=;MJALQ:MLJ9L@=JKL9F<9J<AR=KL@=E=L@G<>GJK=;MJAF?QGMJ
OAJ=D=KKF=LOGJC5GME9QMK==AL@=JL@=,MK@MLLGFGF>A?MJ9LAGF
,E=L@G<GJ,%*E=L@G<LG9DDGO9<=NA;=9;;=KKLGQGMJOAJ=D=KK
F=LOGJCGF;=HLM9DDQL@=LOGE=L@G<KOGJC9K>GDDGOK
,DA;CL@=T/L9JL,V:MLLGFDG;9L=<GFL@=3A"A,JGL=;L=</=LMH
H9?=0@=FAFALA9L=L@=3,/HJG;=<MJ=GFL@=;DA=FL<=NA;=OAL@AF
LOGEAFML=K.=>=JLGQGMJ;DA=FLK<G;ME=FL9LAGFGFL@AKHJG;=<MJ=
DA;CAF?L@=T/L9JL,V:MLLGFOADD9MLGE9LA;9DDQ=F9:D=3,/0@=
;DA=FL@9KFGO:==FK=;MJ=DQ9<<=<LGQGMJOAJ=D=KKF=LOGJC
,%*0@=;DA=FL<=NA;=@9K9,%*FME:=J=AL@=J>GMJGJ=A?@L<A?ALKL@9L
AK9KKG;A9L=<OAL@3,/!F9:D=3,/L@JGM?@L@=#1%!FL=JL@=;DA=FLK
,%*AFLGL@=.GML=JKAFL=JF9DJ=?AKLJ9J9;;=KK=<L@JGM?@L@AK#1%0@=
;DA=FLOADD:=9MLGE9LA;9DDQ=FJGDD=<AFLGQGMJOAJ=D=KKF=LOGJCOAL@AF
LOG EAFML=K

55
Wireless G Router
SECTIONSTable of Contents 12345 789106
USING THE WEB-BASED ADVANCED USER INTERFACE
1. Wi-Fi Protected Setup (WPS): Enabled or Disabled.
2. Personal Identification Number (PIN) Method: In this method, a
wireless client wishing to access your network must supply an
8-digit PIN to the Router. After clicking “Enroll”, you must start the
WPS handshaking procedure from the client within two minutes.
3. Router PIN: If an external registrar is available, you may enter in the
Router’s PIN to the registrar. Click “Generate New PIN” to change
the PIN from the default value. Click “Restore Default PIN” to reset
the PIN value.
4. Push Button Configuration (PBC) Method: PBC is an alternate
method to connect to a WPS network. Click the “Start PBC” button
to start this process. After clicking “Start PBC”, you must start the
WPS handshaking procedure from the client within two minutes.
5. Manual Configuration Method: This section lists the current
security settings to set up in your client devices.
The Router features WPA2, which is the second generation of the
WPA-based 802.11i standard. It offers a higher level of wireless security
by combining advanced network authentication and stronger Advanced
Encryption Standard (AES) encryption methods.
WPA Setup
Note: To use WPA security, all your clients must be upgraded to
drivers and software that support it. At the time of this User Manual’s
publication, a security patch download is available, for free, from
Microsoft®. This patch works only with the Windows XP operating
system. You also need to download the latest driver for your Belkin
Wireless G Desktop or Notebook Network Card from the Belkin support
site. Other operating systems are not supported at this time. Microsoft’s
patch only supports devices with WPA-enabled drivers such as Belkin
802.11g products.
WPA uses a so-called pre-shared key as the security key. A pre-shared
key is a password that is between eight and 63 characters long. It can
be a combination of letters, numbers, and other characters. Each client
uses the same key to access the network. Typically, this mode will be
used in a home environment.
WPA2 is the second generation of WPA, offering a more advanced
encryption technique over WPA.

.<D8>8EE)AGF8D
,* % +.*-%,*) %+)
*8FF<@:.'.' G8EF668EE&BF<A@4>
0@=?M=KLHJ=K@9J=<C=Q9DDGOK?M=KLMK=JK%FL=JF=LGFDQ9;;=KKLG
J=KLJA;LL@=E>JGE=FL=JAF?QGMJF=LOGJC9F<@9NAF?9;;=KKLG>AD=KGF
QGMJ,K!FL=JQGMJHJ=K@9J=<C=Q>GJ?M=KL9;;=KK0@AK;9F:=>JGE
=A?@LLG;@9J9;L=JK9F<;9F:=D=LL=JKFME:=JKGJKQE:GDKDA;C
THHDQ@9F?=KVLG>AFAK@
/=D=;LT3,3,V>JGEL@=TDDGO=<DA=FL0QH=V
<JGH<GOF :GP
/=D=;LT,9KKOGJ<,/'V>JGEL@=TML@=FLA;9LAGFV<JGH<GOF
:GP0@=FK=D=;LT,9KKH@J9K=S;@9J9;L=JKV>JGEL@=
T,9KKOGJ<,/'LQH=V<JGH<GOF:GP
!FL=JQGMJHJ=K@9J=<C=Q0@AK;9F:=>JGE=A?@LLG;@9J9;L=JK
9F<;9F:=D=LL=JKFME:=JKGJKQE:GDK0@AKK9E=C=QEMKL
:=MK=<GF9DDG>L@=;DA=FLKL@9LQGMK=LMH0@AKHJ=K@9J=<C=Q
OADD9DDGOMK=JK>MDD9;;=KKLGQGMJF=LOGJCAF;DM<AF?K@9J=<>AD=K
9F< HJAFL=JK
DA;CTHHDQ@9F?=KVLG>AFAK@5GMEMKLFGOK=L9DD;DA=FLKLG
E9L;@L@=K=K=LLAF?K

57
Wireless G Router
SECTIONSTable of Contents 12345 789106
USING THE WEB-BASED ADVANCED USER INTERFACE
Setting up WPA for Wireless Desktop and Wireless Notebook Cards
that are NOT Manufactured by Belkin
If you do NOT have a Belkin WPA Wireless Desktop or Wireless
Notebook Card and it is not equipped with WPA-enabled software,
a file from Microsoft called “Windows XP Support Patch for Wireless
Protected Access” is available for free download.
Please Note: The file that Microsoft has made available works only with
Windows XP. Other operating systems are not supported at this time.
Important: You also need to ensure that the wireless card manufacturer
supports WPA and that you have downloaded and installed the latest
driver from their support site.
Supported Operating Systems:
Ř Windows XP Professional
Ř Windows XP Home Edition
Setting up Windows XP Wireless Network Utility to use WPA-PSK
In order to use WPA-PSK, ensure you are using the Windows Wireless
Network Utility by doing the following:
1. Under Windows XP, click “Start > Control Panel >
Network Connections”.
2. Right-click on “Wireless Network Connection Properties” and
select “Properties”.
3. Clicking on the “Wireless
Networks” tab will display
the following screen.
Ensure the “Use Windows
to configure my wireless
network settings” box
is checked.

58
Wireless G Router
SECTIONSTable of Contents 12345 789106
USING THE WEB-BASED ADVANCED USER INTERFACE
4. Under the “Wireless
Networks” tab, click the
“Configure” button and you
will see the following screen.
5. For a home or small business user, select “WPA-PSK” under
“Network Authentication”.
Note: Select “WPA” if you are using this computer to connect to
a corporate network that supports an authentication server such
as a radius server. Please consult your network administrator for
further information.
6. Select “TKIP” or “AES” under “Data Encryption”. This setting will
have to be identical to the Router that you set up.
7. Type in your encryption key in the “Network key” box.
Important: Enter your pre-shared key. This can be from eight to 63
characters and can be letters, numbers, or symbols. This same key
must be used on all of the clients that you set up.
8. Click “OK” to apply settings.

.<D8>8EE)AGF8D
,* % +.*-%,*) %+)
,E<@:F;8668EE'A<@F$A78
%AF80@AK9<N9F;=<>=9LMJ=K@GMD<:==EHDGQ=<:Q9<N9F;=<MK=JK
GFDQ0@=.GML=J;9F:=;GF>A?MJ=<LGOGJC9K9OAJ=D=KKF=LOGJC
9;;=KKHGAFL1KAF?L@AKEG<=OADD<=>=9LL@=*0%,K@9JAF?>=9LMJ=
9F< $,K=JN=J%F;;=KK,GAFL,EG<=L@=.GML=JOADDF==<
LG:=;GF>A?MJ=<OAL@9F%,9<<J=KKL@9LAKAFL@=K9E=KM:F=L9K
L@=J=KLG>L@=F=LOGJCL@9LQGMOADD:JA<?=LG0@=<=>9MDL%,9<<J=KK
AK9F<KM:F=LE9KCAK0@=K=;9F:=
;MKLGEAR=<>GJQGMJF==<
!F9:D=L@=,EG<=EQK=D=;LAF?T!F9:D=VAFL@=T1K=9K;;=KK
,GAFLGFDQVH9?=3@=FQGMK=D=;LL@AKGHLAGFQGMOADD:=9:D=LG
;@9F?=L@=%,K=LLAF?K
/=LQGMJ%,K=LLAF?KLGE9L;@QGMJF=LOGJCDA;CTHHDQ@9F?=KV
GFF=;L9;9:D=>JGEL@=T)G<=EVHGJLGFL@=.GML=JLGQGMJ
=PAKLAF?F=LOGJC
0@=.GML=JAKFGO9;LAF?9K9F9;;=KKHGAFL0G9;;=KKL@=.GML=JK
3=:9K=<<N9F;=<1K=J%FL=J>9;=9?9AFLQH=L@=%,9<<J=KKQGM
KH=;A>A=<AFLGQGMJ:JGOK=JKF9NA?9LAGF:9J5GM;9FK=LL@==F;JQHLAGF
K=LLAF?K)9<<J=KK>ADL=JAF?//% 9F<;@9FF=DFGJE9DDQ

60
Wireless G Router
SECTIONSTable of Contents 12345 789106
USING THE WEB-BASED ADVANCED USER INTERFACE
Configuring the Firewall
Your Router is equipped with a firewall that will protect your network
from a wide array of common hacker attacks including:
Ř IP Spoofing
Ř SYN flood
Ř Land Attack
Ř UDP flooding
Ř Ping of Death (PoD)
Ř Tear Drop Attack
Ř Denial of Service (DoS)
Ř ICMP defect
Ř IP with zero length
Ř RIP defect
Ř Smurf Attack
Ř Fragment flooding
Ř TCP Null Scan
The firewall also masks common ports that are frequently used to
attack networks. These ports appear to be “Stealth”, meaning that for
all intents and purposes, they do not exist to a would-be hacker. You
can turn the firewall function off if needed; however, while disabling the
firewall protection will not leave your network completely vulnerable to
hacker attacks, it is recommended that you leave the firewall enabled.

61
Wireless G Router
SECTIONSTable of Contents 12345 789106
USING THE WEB-BASED ADVANCED USER INTERFACE
Configuring Internal Forwarding Settings
The “Virtual Servers” function will allow you to route external (Internet)
calls for services such as a web server (port 80), FTP server (Port 21), or
other applications through your Router to your internal network. Since
your internal computers are protected by a firewall, computers outside
your network (over the Internet) cannot get to them because they cannot
be “seen.” You will need to contact the application vendor to find out
which port settings you need.
Entering Settings into the Virtual Server
To enter settings, enter the IP address in the space provided for the
internal (server) machine, and the port(s) required to pass. Then select
the port type (TCP or UDP), port number, check the “Enable” box, and
click “Set”. Opening ports in your firewall can pose a security risk. You
can enable and disable settings very quickly. It is recommended that
you disable the settings when you are not using a specific application.

.<D8>8EE)AGF8D
,* % +.*-%,*) %+)
*8FF<@:><8@F '<>F8DE
0@=.GML=J;9F:=;GF>A?MJ=<LGJ=KLJA;L9;;=KKLGL@=%FL=JF=L=E9ADGJ
GL@=JF=LOGJCK=JNA;=K9LKH=;A>A;<9QK9F<LAE=K.=KLJA;LAGF;9F:=K=L
>GJ9KAF?D=;GEHML=J9J9F?=G>;GEHML=JKGJEMDLAHD=;GEHML=JK
0GJ=KLJA;L%FL=JF=L9;;=KKLG9KAF?D=;GEHML=J>GJ=P9EHD==FL=JL@=
%,9<<J=KKG>L@=;GEHML=JLGO@A;@QGMOAK@LGJ=KLJA;L9;;=KKAFL@=
%,>A=D<K*=PL=FL=JTVAF:GL@L@=HGJL>A=D<K/=D=;LTGL@V/=D=;L
TDG;CV5GM;9F9DKGK=D=;LTDO9QKVLG:DG;C9;;=KK9DDG>L@=LAE=
/=D=;LL@=<9QLGKL9JLGFLGHL@=LAE=LGKL9JLGFLGHL@=<9QLG=F<GF
L@=:GLLGE9F<L@=LAE=LGKLGHGFL@=:GLLGE/=D=;LT!F9:D=VDA;C
THHDQ@9F?=KV0@=;GEHML=J9LL@=%,9<<J=KKQGMKH=;A>A=<OADDFGO
:=:DG;C=<>JGE%FL=JF=L9;;=KK9LL@=LAE=KQGMKH=;A>A=<*GL==
KMJ=QGM@9N=K=D=;L=<L@=;GJJ=;LLAE=RGF=MF<=JT1LADALA=K/QKL=E
/=LLAF?K0AE=6GF=V

.<D8>8EE)AGF8D
,* % +.*-%,*) %+)
*8FF<@:$77D8EE<>F8D<@:
0@=)9<<J=KK>ADL=JAK9HGO=J>MDK=;MJALQ>=9LMJ=L@9L9DDGOKQGM
LGKH=;A>QO@A;@;GEHML=JK9J=9DDGO=<GFL@=F=LOGJCFQ;GEHML=J
9LL=EHLAF?LG9;;=KKL@=F=LOGJCL@9LAKFGLKH=;A>A=<AFL@=>ADL=JDAKL
OADD:=<=FA=<9;;=KK3@=FQGM=F9:D=L@AK>=9LMJ=QGMEMKL=FL=J
L@=)9<<J=KKG>=9;@;DA=FL;GEHML=JGFQGMJF=LOGJCLG9DDGO
F=LOGJC9;;=KKLG=9;@
0G=F9:D=L@AK>=9LMJ=K=D=;LT)<<J=KK"ADL=JAF?V9F<;DA;CT!F9:D=V
*=PLK=D=;LL@=)9<<J=KKQGMOGMD<DAC=LG9<<LGL@=DAKL>JGE
L@=<JGH<GOFE=FMG>;MJJ=FLDQ;GFF=;L=<;GEHML=JK;DA;CTGHQLGV
9F<K=D=;LL@=KDGLLGO@A;@LG9<<L@=)9<<J=KK5GM;9F9DKG
E9FM9DDQ=FL=JL@=)9<<J=KKAFL@=KH9;=HJGNA<=<DA;CTHHDQ
@9F?=KVLGK9N=L@=K=LLAF?K5GM;9F@9N=9)9<<J=KK>ADL=JAF?DAKL
G>MHLG;GEHML=JK

.<D8>8EE)AGF8D
,* % +.*-%,*) %+)
@45><@:F;88?<><F4D<L871A@8$1
0@= )6>=9LMJ=9DDGOKQGMLGKH=;A>QGF=;GEHML=JGFQGMJF=LOGJC
LG:=HD9;=<GMLKA<=G>L@=>AJ=O9DD0@AKE9Q:=F=;=KK9JQA>L@=
>AJ=O9DDAK;9MKAF?HJG:D=EKOAL@9F9HHDA;9LAGFKM;@9K9?9E=GJ
NA<=G;GF>=J=F;AF?9HHDA;9LAGF1K=L@AK>=9LMJ=GF9L=EHGJ9JQ:9KAK
0@=;GEHML=JAFL@= )6AK*+0HJGL=;L=<>JGE@9;C=J9LL9;CK*GL=
%>QGMJ%/,KM:K;JAHLAGFHJGNA<=KQGMOAL@9<<ALAGF9DHM:DA;3*%,
9<<J=KK=K9<<ALAGF9D;GEHML=JK;9F:=HD9;=<GMLKA<=L@=>AJ=O9DD
HJGNA<=<=9;@;GEHML=JMK=K9<A>>=J=FLHM:DA;3*%,
0GHML9;GEHML=JAFL@= )6=FL=JL@=D9KL<A?ALKG>ALK%,9<<J=KKAF
L@=%,>A=D<9F<K=D=;LT!F9:D=VDA;CTHHDQ@9F?=KV>GJL@=;@9F?=LG
L9C==>>=;L
0GHML9;GEHML=JAFL@= )6=FL=JL@=D9KL<A?ALKG>ALK%,9<<J=KKAF
L@=%,>A=D<9F<K=D=;LT!F9:D=VDA;CTHHDQ@9F?=KV>GJL@=;@9F?=LG
L9C==>>=;L

65
Wireless G Router
SECTIONSTable of Contents 12345 789106
USING THE WEB-BASED ADVANCED USER INTERFACE
Using Dynamic DNS
The Dynamic DNS service allows you to alias a dynamic IP address to a static host name in any of the many domains DynDNS.org offers, allowing
your network computers to be more easily accessed from various locations on the Internet. DynDNS.org provides this service, for up to five host
names, free to the Internet community.
The Dynamic DNSSM service is ideal for a home website, file server, or to make it easy to access your home PC and stored files while you’re at work.
Using the service can ensure that your host name always points to your IP address, no matter how often your ISP changes it. When your IP address
changes, your friends and associates can always locate you by visiting yourname.dyndns.org instead!
Setting up the Router’s Dynamic DNS Update Client
You must register with DynDNS.org’s free update service before using
this feature. Once you have your registration, follow the directions below.
1. Select DynDNS as the “DDNS Service” (1).
2. Enter your DynDNS.org user name in the “User Name” field (2).
3. Enter your DynDNS.org password in the “Password” field (3).
4. Enter the DynDNS.org domain name you set up with DynDNS.org
in the “Domain Name” field (4).
5. Click “Update Dynamic DNS” (5) to update your IP address.
Whenever your IP address assigned by your ISP changes, the
Router will automatically update DynDNS.org’s servers with your
new IP address. You can also do this manually by clicking the
“Update Dynamic DNS” button (5).
(1)
(2)
(3)
(4)
(5)

66
Wireless G Router
SECTIONSTable of Contents 12345 789106
USING THE WEB-BASED ADVANCED USER INTERFACE
WAN Ping Blocking
Computer hackers use what is known as “pinging” to find potential
victims on the Internet. By pinging a specific IP address and receiving a
response from the IP address, a hacker can determine that something of
interest might be there. The Router can be set up so it will not respond
to an ICMP ping from the outside. This heightens the level of security of
your Router.
Utilities Tab
This screen lets you manage different parameters of the Router and
perform certain administrative functions.
To turn off the ping response, select “Block ICMP Ping” and click “Apply
Changes”. The Router will not respond to an ICMP ping.

67
Wireless G Router
SECTIONSTable of Contents 12345 789106
USING THE WEB-BASED ADVANCED USER INTERFACE
Restarting the Router
Sometimes it may be necessary to restart or reboot the Router if it
begins working improperly. Restarting or rebooting the Router will NOT
delete any of your configuration settings.
Restoring Factory Default Settings
Using this option will restore all of the settings in the Router to the
factory (default) settings. It is recommended that you back up your
settings before you restore all of the defaults.

68
Wireless G Router
SECTIONSTable of Contents 12345 789106
USING THE WEB-BASED ADVANCED USER INTERFACE
Saving a Current Configuration
You can save your current configuration by using this feature. Saving
your configuration will allow you to restore it later if your settings are lost
or changed.
1. Click “Save”. A window
called “File Download” will
open. Click “Save”.
2. A window will open that allows you to select the location where
you want to save the configuration file. Select a location. You can
name the file anything you want, or use the default name. Be sure
to name the file so you can locate it yourself later. When you have
selected the location and name of the file, click “Save”.

69
Wireless G Router
SECTIONSTable of Contents 12345 789106
USING THE WEB-BASED ADVANCED USER INTERFACE
Restoring a Previous Configuration
This option will allow you to restore a previously saved configuration. 1. Click “Browse”. A window will open that allows you to select the
location of the configuration file. All configuration files end with
a “.conf”. Locate the configuration file you want to restore and
double-click on it.

.<D8>8EE)AGF8D
,* % +.*-%,*) %+)
,D=9K=O9ALO@AD=L@=.GML=JDG9<KL@=;GF>A?MJ9LAGF>AD=0@=
.GML=JK@GE=H9?=K@GMD<9HH=9J9MLGE9LA;9DDQ%>FGLLQH=L@=
.GML=JK9<<J=KK<=>9MDLAFLGL@=F9NA?9LAGF:9JG>
QGMJ:JGOK=J
,B74F<@:F;8<D?I4D8
"JGELAE=LGLAE==DCAFE9QJ=D=9K=F=ON=JKAGFKG>L@=.GML=JK
>AJEO9J="AJEO9J=MH<9L=K;GFL9AF>=9LMJ=AEHJGN=E=FLK9F<>AP=KLG
HJG:D=EKL@9LE9Q=PAKL3@=F=DCAFJ=D=9K=KF=O>AJEO9J=QGM;9F
<GOFDG9<L@=>AJEO9J=>JGEL@==DCAFMH<9L=O=:KAL=9F<MH<9L=QGMJ
.GML=JK>AJEO9J=LGL@=D9L=KLN=JKAGF

71
Wireless G Router
SECTIONSTable of Contents 12345 789106
USING THE WEB-BASED ADVANCED USER INTERFACE
firmware available.
Searching for a New Version of Firmware
From http://www.belkin.com/support/, type the Belkin part number
Updating the Router’s Firmware
In the “Firmware update” page, click “Browse”. A window will open that
allows you to select the location of the firmware update file.
“F5D7234-4 v5” in the “Search” field. Click “Search”.
Click on “F5D7234-4 v5 Firmware Update” to find and download the latest

.<D8>8EE)AGF8D
,* % +.*-%,*) %+)
;4@:<@:*KEF8?*8FF<@:E
0@=T/QKL=E/=LLAF?KVH9?=AKO@=J=QGM;9F=FL=J9F=O9<EAFAKLJ9LGJ
H9KKOGJ<K=LL@=LAE=RGF==F9:D=J=EGL=E9F9?=E=FL9F<LMJFGF
9F<G>>L@=1,F,>MF;LAGFG>L@=.GML=J

73
Wireless G Router
SECTIONSTable of Contents 12345 789106
USING THE WEB-BASED ADVANCED USER INTERFACE
Setting or Changing the Administrator Password
The Router ships with NO password entered. If you wish to add a
password for greater security, you can set a password here. Write down
your password and keep it in a safe place, as you will need it if you need
to log into the Router in the future. It is also recommended that you
set a password if you plan to use the remote management feature of
your Router.
Changing the Login Time-Out Setting
The login time-out option allows you to set the period of time that you
can be logged into the Router’s Web-Based Advanced User Interface.
The timer starts when there has been no activity. For example, you
have made some changes in the Web-Based Advanced User Interface,
then left your computer alone without clicking “Logout”. Assuming the
time-out is set to 10 minutes, then 10 minutes after you leave, the login
session will expire. You will have to log into the Router again to make
any more changes. The login time-out option is for security purposes
and the default is set to 10 minutes.
Note: Only one computer can be logged into the Router’s Web-Based
Advanced User Interface at one time.

74
Wireless G Router
SECTIONSTable of Contents 12345 789106
USING THE WEB-BASED ADVANCED USER INTERFACE
Setting the Time and Time Zone
The Router keeps time by connecting to a Simple Network Time Protocol
(SNTP) server. This allows the Router to synchronize the system clock
to the global Internet. The synchronized clock in the Router is used
to record the security log and control client filtering. Select the time
zone that you reside in. If you reside in an area that observes daylight
saving, then place a check mark in the box next to “Automatically Adjust
Daylight Saving”. The system clock may not update immediately. Allow
at least 15 minutes for the Router to contact the time servers on the
Internet and get a response. You cannot set the clock yourself.
Enabling Remote Management
Before you enable this advanced feature of your Belkin Router, MAKE
SURE YOU HAVE SET THE ADMINISTRATOR PASSWORD. Remote
management allows you to make changes to your Router’s settings from
anywhere on the Internet. There are two methods of remotely managing
the Router. The first is to allow access to the Router from anywhere
on the Internet by selecting “Any IP address can remotely manage the
Router”. By typing in your WAN IP address from any computer on the
Internet, you will be presented with a login screen where you need to
type in the password of your Router. The second method is to allow a
specific IP address only to remotely manage the Router. This is more
secure, but less convenient. To use this method, enter the IP address
you know you will be accessing the Router from in the space provided
and select “Only this IP address can remotely manage the Router”.
Before you enable this function, it is STRONGLY RECOMMENDED that
you set your administrator password. Leaving the password empty will
potentially open your Router to intrusion.

75
Wireless G Router
SECTIONSTable of Contents 12345 789106
USING THE WEB-BASED ADVANCED USER INTERFACE
Enabling/Disabling UPnP
UPnP (Universal Plug-and-Play) is yet another advanced feature
offered by your Belkin Router. It is a technology that offers seamless
operation of voice messaging, video messaging, games, and other
applications that are UPnP-compliant. Some applications require the
Router’s firewall to be configured in a specific way to operate properly.
This usually requires opening TCP and UDP ports. An application that
is UPnP-compliant has the ability to communicate with the Router,
basically “telling” the Router which way it needs the firewall configured.
The Router ships with the UPnP feature disabled. If you are using any
applications that are UPnP-compliant, and wish to take advantage of the
UPnP features, you can enable the UPnP feature. Simply select “Enable”
in the “UPnP Enabling” section of the “System Settings” page. Click
“Apply Changes” to save the change.
Enabling/Disabling Auto Firmware Update
This innovation provides the Router with the built-in capability to
automatically check for a new version of firmware and alert you that the
new firmware is available. When you log into the Router’s Web-Based
Advanced User Interface, the Router will perform a check to see if
new firmware is available. If so, you will be notified. You can choose
to download the new version or ignore it. The Router ships with this
feature enabled. If you want to disable it, select “Disable” and click
“Apply Changes”.

76
Wireless G Router
SECTIONSTable of Contents 123456 8910
MANUALLY CONFIGURING NETWORK SETTINGS
7
In order for your computer to properly communicate with your Router, you will need to change your PC’s TCP/IP settings to DHCP.
Manually Configuring Network Adapters in Windows 2000, NT, XP, or Vista
1. Click “Start”, “Settings”, then “Control Panel”.
2. Double-click on the “Network and dial-up connections” icon
(Windows 2000) or the “Network” icon (Windows XP or Vista).
3. Right-click on the “Local Area Connection” associated
with your network adapter and select “Properties” from the
drop-down menu.
4. In the “Local Area Connection Properties” window, click “Internet
Protocol (TCP/IP)” and click the “Properties” button. The following
screen will appear:
5. If “Use the following IP address” (2) is selected, your Router
will need to be set up for a static IP connection type. Write the
address information in the table below. You will need to enter this
information into the Router.
6. If not already selected, select “Obtain an IP address automatically”
(1) and “Obtain DNS server address automatically” (3). Click “OK”.
Your network adapter(s) are now configured for use with the Router.
(1)
(2)
(3)

77
Wireless G Router
SECTIONSTable of Contents 123456 89107
MANUALLY CONFIGURING NETWORK SETTINGS
Manually Configuring Network Adapters in Windows 98SE or Me
1. Right-click on “My Network Neighborhood” and select “Properties”
from the drop-down menu.
2. Select “TCP/IP -> settings” for your installed network adapter. You
will see the following window.
3. If “Specify an IP address” is selected, your Router will need
to be set up for a static IP connection type. Write the address
information in the table below. You will need to enter this
information into the Router.
4. Write in the IP address and subnet mask from the “IP Address”
tab (3).
5. Click the “Gateway” tab (2). Write the gateway address down in
the chart.
6. Click the “DNS Configuration” tab (1). Write the DNS address(es) in
the chart.
7. If not already selected, select “Obtain IP address automatically” in
the “IP Address” tab. Click “OK”.
Restart the computer. When the computer restarts, your network
adapter(s) are now configured for use with the Router.
Set up the computer that is connected to the cable or DSL modem
FIRST using these steps. You can also use these steps to add
computers to your Router after the Router has been set up to connect to
the Internet.
(1) (3)
(2)

78
Wireless G Router
SECTIONSTable of Contents 123456 89107
MANUALLY CONFIGURING NETWORK SETTINGS
Manually Configuring Network Adapters in Mac OS up to v9.x
In order for your computer to properly communicate with your Router, you will need to change your Mac computer’s TCP/IP settings to DHCP.
(1)
(2)
3. Next to “Configure” (2),
if “Manually” is selected,
your Router will need to
be set up for a static IP
connection type. Write the
address information in the
table below. You will need
to enter this information into
the Router.
4. If not already set, at “Configure:”, choose “Using DHCP Server”.
This will tell the computer to obtain an IP address from the Router.
5. Close the window. If you
made any changes, the
following window will
appear. Click “Save”.
Restart the computer. When the computer restarts, your network
settings are now configured for use with the Router.
1. Pull down the Apple menu. Select “Control Panels” and
select “TCP/IP”.
2. You will see the TCP/IP control panel. Select “Ethernet Built-In” or
“Ethernet” in the “Connect via:” drop-down menu (1).

79
Wireless G Router
SECTIONSTable of Contents 123456 89107
MANUALLY CONFIGURING NETWORK SETTINGS
Manually Configuring Network Adapters in Mac OS X
3. Select “Built-in Ethernet” (1) next to “Show” in the “Network” menu.
4. Select the “TCP/IP” tab (2). Next to “Configure:” (3), you should see
“Manually” or “Using DHCP”. If you do not, check the PPPoE tab
(4) to make sure that “Connect using PPPoE” is NOT selected. If it
is, you will need to configure your Router for a PPPoE connection
type using your user name and password.
1. Click on the “System
Preferences” icon.
2. Select “Network” from the “System Preferences” menu.
(1)
(3)
(4)
(2)

80
Wireless G Router
SECTIONSTable of Contents 123456 89107
MANUALLY CONFIGURING NETWORK SETTINGS
5. If “Manually” is selected,
your Router will need to
be set up for a static IP
connection type. Write the
address information in the
table below. You will need
to enter this information into
the Router.
(1)
(3)
(4)
(2)
6. If not already selected, select “Using DHCP” next to “Configure:”
(3), then click “Apply Now”.
Your network adapter(s) are now configured for use with the Router.

81
Wireless G Router
SECTIONSTable of Contents 1234567 910
RECOMMENDED WEB BROWSER SETTINGS
8
In most cases, you will not need to make any changes to your web browser’s settings. If you are having trouble accessing the Internet or the
Web-Based Advanced User Interface, then change your browser’s settings to the recommended settings in this section.
Internet Explorer 4.0 or Higher
1. Start your web browser. Select “Tools” then “Internet Options”. 2. In the “Internet Options” screen, there are three selections: “Never
dial a connection”, “Dial whenever a network connection is not
present”, and “Always dial my default connection”. If you can make
a selection, select “Never dial a connection”. If you cannot make a
selection, go to the next step.

82
Wireless G Router
SECTIONSTable of Contents 1234567 9108
RECOMMENDED WEB BROWSER SETTINGS
3. Under the “Internet Options” screen, click on “Connections” and
select “LAN Settings…”.
4. Make sure there are no check marks next to any of the displayed
options: “Automatically detect settings”, “Use automatic
configuration script”, and “Use a proxy server”. Click “OK”. Then
click “OK” again in the “Internet Options” page.
Netscape®Navigator® 4.0 or Higher
1. Start Netscape. Click on “Edit” then “Preferences”.
2. In the “Preferences” window, click on “Advanced” then select
“Proxies”. In the “Proxies” window, select “Direct connection to
the Internet”.

.<D8>8EE)AGF8D
+)&,#*&&+ %
'DA5>8?
%FKL9DD9LAGF <G=KFGL9MLGE9LA;9DDQKL9JL
*A>GF<A@
%>L@= .+)<G=KFGLKL9JLL@=/=LMHKKAKL9FL9MLGE9LA;9DDQAL;GMD<
:=L@9LL@=;GEHML=JAKJMFFAF?GL@=J9HHDA;9LAGFKL@9L9J=AFL=J>=JAF?
OAL@L@= <JAN=
%>L@=/=LMHKKAKL9FLK;J==F<G=KFGL9HH=9J
OAL@AFUK=;GF<KGH=FMHQGMJ .+)
<JAN=:Q<GM:D=;DA;CAF?GFL@=T)QGEHML=JV
A;GFL@9LAKDG;9L=<GFQGMJ<=KCLGH
*=PL<GM:D=;DA;CGFL@= .+)<JAN=L@9LL@=/=LMHKKAKL9FL
/G>LO9J= @9K:==FHD9;=<AFLGKL9JLL@=AFKL9DD9LAGF
0@=/=LMHKKAKL9FLK@GMD<KL9JLOAL@AF9>=OK=;GF<K%>AFKL=9<
9OAF<GO9HH=9JKK@GOAF?L@=>AD=KGFL@= <GM:D=;DA;CGFL@=
A;GFD9:=D=<T/=LMHKKAKL9FL=P=V
%>L@=/=LMHKKAKL9FLKLADD<G=KFGLKL9JLJ=>=J=F;=L@=K=;LAGF
LALD=<T)9FM9DDQGF>A?MJAF?*=LOGJC/=LLAF?KVH9?=G>L@AK
1K=J)9FM9D>GJ9F9DL=JF9L=K=LMH E=L@G<

84
Wireless G Router
SECTIONSTable of Contents 12345678 109
TROUBLESHOOTING
Problem:
The Setup Assistant cannot find my Router.
Solution:
If the Setup Assistant is not able to find the Router during the installation
process, please check the following items:
1. If the Setup Assistant is not able to find the Router during the
installation process, there may be third-party firewall software
installed on the computer attempting to access the Internet.
Examples of third-party firewall software are ZoneAlarm,
BlackICE PC Protection, McAfee Personal Firewall, and Norton
Personal Firewall.
If you do have firewall software installed on your computer, please make
sure that you properly configure it. You can determine if the firewall
software is preventing Internet access by temporarily turning it off. If,
while the firewall is disabled, Internet access works properly, you will
need to change the firewall settings to function properly when it is
turned on.
Please refer to the instructions provided by the publisher of your
firewall software for instructions on configuring the firewall to allow
Internet access.
2. Unplug power to the Router for 10 seconds, and then plug the
power back into the Router. Ensure that the Router’s Power light is
on; it should be solid green. If not, check to make sure that the AC
adapter is correctly connected to the Router and plugged into a
wall outlet.
3. Ensure that you have a cable (use the cable included with the
Router) connected between (1) the network (Ethernet) port on the
back of the computer and (2) one of the LAN ports, labeled “1”
through “4”, on the back of the Router.
Note: The computer should NOT be connected to the port labeled
“Modem” on the back of the Router.
4. Try shutting down and restarting your computer, then rerunning the
Setup Assistant.
If the Setup Assistant is still unable to find the Router, reference
the section titled “Manually Configuring Network Settings” for
installation steps.

85
Wireless G Router
SECTIONSTable of Contents 12345678 109
TROUBLESHOOTING
Problem:
The Setup Assistant cannot connect my Router to the Internet.
Solution:
If the Setup Assistant is not able to connect the Router to the Internet,
please check the following items:
1. Use the troubleshooting suggestions within the Setup Assistant.
If the troubleshooting screen does not open automatically, click
on the “Troubleshoot” button in the lower, right-hand corner of the
Setup Assistant window.
2. If your ISP requires a user name and password, make sure that you
have typed in your user name and password correctly. Some user
names require that the ISP’s domain be at the end of the name.
Example: “myname@myisp.com”. The “@myisp.com” part of the
user name may need to be typed as well as your user name.
If you continue to have no Internet connection, reference the section
titled “Manually Configuring Network Settings” (page 76 of this User
Manual) for alternate setup method.
Problem:
Ř The Setup Assistant completed installation, but my web browser
doesn’t work.
Ř I am unable to connect to the Internet. The Router’s “Modem” light
is off and the “Internet” light is blinking.
Solution:
If you cannot connect to the Internet, the “Modem” light is off, and the
“Internet” light is blinking, the problem may be that your modem and
Router are not connected properly.
1. Make sure the network cable between the modem and the Router
is connected. We strongly recommend using the cable that was
supplied with your cable or DSL modem for this purpose. The
cable should be connected at one end to the Router’s “Modem”
port, and at the other end to the network port on your modem.
2. Unplug the cable or DSL modem from its power source for three
minutes. After three minutes, plug the modem back into its
power source. This may force the modem to properly recognize
the Router.
3. Unplug the power to your Router, wait 10 seconds, and then
reconnect the power. This will cause the Router to reattempt
communication with the modem.
If the “Modem” light on the Router is not lit after completing these steps,
please contact Belkin Technical Support.
4. Try shutting down and restarting your computer.

86
Wireless G Router
SECTIONSTable of Contents 12345678 109
TROUBLESHOOTING
Problem:
Ř The Setup Assistant completed installation, but my web browser
doesn’t work.
Ř I am unable to connect to the Internet. The Router’s “Modem” light
is on and the “Internet” light is blinking.
Solution:
If you cannot connect to the Internet, the “Modem” light is on, and the
“Internet” light is blinking, the problem may be that your connection type
may not match the ISP’s connection.
Ř If you have a “static IP address” connection, your ISP must assign
you the IP address, subnet mask, and gateway address. Please
refer to the section entitled “Alternate Setup Method” for details on
changing this setting.
Ř If you have a “PPPoE” connection, your ISP will assign you a user
name and password and sometimes a service name. Make sure the
Router connection type is configured to PPPoE and the settings
are entered properly. Please refer to the section entitled “Alternate
Setup Method” for details on changing this setting.
Ř You may need to configure your Router to meet the specific
requirements of your ISP. To search our Knowledge Base for
ISP-specific issues, go to: http://web.belkin.com/support and type
in “ISP”.
If you are still unable to access the Internet after verifying these settings,
please contact Belkin Technical Support.
Problem:
Ř The Setup Assistant completed, but my web browser doesn’t work.
Ř I am unable to connect to the Internet. The “Modem” light on my
Router is blinking and the “Internet” light is solid.
Solution:
If the “Modem” light is blinking and the “Internet” light is solid, but
you are unable to access the Internet, there may be third-party firewall
software installed on the computer attempting to access the Internet.
Examples of third-party firewall software are ZoneAlarm, BlackICE PC
Protection, McAfee Personal Firewall, and Norton Personal Firewall.
If you do have firewall software installed on your computer, please make
sure that you properly configure it. You can determine if the firewall
software is preventing Internet access by temporarily turning it off. If,
while the firewall is disabled and Internet access works properly, you
will need to change the firewall settings to function properly when it is
turned on.
Please refer to the instructions provided by the publisher of your
firewall software for instructions on configuring the firewall to allow
Internet access.
If you are still unable to access the Internet after disabling any firewall
software, please contact Belkin Technical Support.

.<D8>8EE)AGF8D
+)&,#*&&+ %
'DA5>8?
%;9FL;GFF=;LLGL@=%FL=JF=LOAJ=D=KKDQ
*A>GF<A@
%>QGM9J=MF9:D=LG;GFF=;LLGL@=%FL=JF=L>JGE9OAJ=D=KK;GEHML=J
HD=9K=<GL@=>GDDGOAF?
(GGC9LL@=DA?@LKGFQGMJ.GML=J5GMJ=DCAF.GML=JKDA?@LKK@GMD<
:=9K>GDDGOK
Ř7KHœ3RZHUŔOLJKWVKRXOGEHRQ
Ř7KHœ,QWHUQHWŔOLJKWVKRXOGEHRQ
Ř7KHœ0RGHPŔOLJKWVKRXOGEHHLWKHURQRUEOLQNLQJ
+H=FQGMJOAJ=D=KKMLADALQKG>LO9J=:Q;DA;CAF?GFL@=A;GFAFL@=
KQKL=ELJ9Q9LL@=:GLLGEJA?@L@9F<;GJF=JG>L@=K;J==F%>QGM
9J=9DKGMKAF?9=DCAF3AJ=D=KK9J<GJ<9HL=JOAL@L@AK.GML=J
L@=LJ9QA;GFK@GMD<DGGCDAC=L@AK
0@==P9;LOAF<GOL@9LGH=FKOADDN9JQ<=H=F<AF?GFL@=EG<=DG>
OAJ=D=KK;9J<QGM@9N=@GO=N=J9FQG>L@=MLADALA=KK@GMD<@9N=
9DAKLG>TN9AD9:D=*=LOGJCKVXL@GK=OAJ=D=KKF=LOGJCKAL;9F
;GFF=;LLG
A8EF;8@4?8A9KAGDI<D8>8EE@8FIAD=4BB84D<@F;8D8EG>FE
5=KEQF=LOGJCF9E=AKDAKL=<X?GLGL@=LJGM:D=K@GGLAF?KGDMLAGF
LALD=<T%;9FL;GFF=;LLGL@=%FL=JF=LOAJ=D=KKDQ:MLEQF=LOGJCF9E=
AK DAKL=<V
*GEQF=LOGJCF9E=AKFGLDAKL=<X?GLGL@=LJGM:D=K@GGLAF?KGDMLAGF
LALD=<T%;9FL;GFF=;LLGL@=%FL=JF=LOAJ=D=KKDQ9F<EQF=LOGJCF9E=AK
FGLDAKL=<V

88
Wireless G Router
SECTIONSTable of Contents 12345678 109
TROUBLESHOOTING
Problem:
I can’t connect to the Internet wirelessly, but my network name is listed.
Solution:
If the name of your network is listed in the “Available Networks” list,
please follow the steps below to connect wirelessly:
1. Click on the correct network name in the “Available Networks” list.
2. If the network has security (encryption) enabled, you will need to
enter the network key. For more information regarding security,
see the section entitled “Securing your Wi-Fi Network” in this
User Manual.
3. Within a few seconds, the tray icon in the lower, left-hand corner of
your screen should turn green, indicating a successful connection
to the network.
Problem:
I can’t connect to the Internet wirelessly, and my network name is
not listed.
Solution:
If the correct network name is not listed under “Available Networks”
in the wireless configuration utility, please attempt the following
troubleshooting steps:
1. Temporarily move your computer, if possible, five to 10 feet away
from the Router. Close the wireless configuration utility, and reopen
it. If the correct network name now appears under “Available
Networks”, you may have a range or interference problem. Please
see the suggestions discussed in the section titled “Placement of
your Router for Optimal Performance” in this User Manual.
2. Using a computer that is connected to the Router through a
network cable (as opposed to wirelessly), ensure that “Broadcast
SSID” is enabled. This setting is found on the Router’s wireless
“Channel and SSID” configuration page.
If you are still unable to access the Internet after completing these steps,
please contact Belkin Technical Support.

89
Wireless G Router
SECTIONSTable of Contents 12345678 109
TROUBLESHOOTING
Problem:
My wireless network performance is inconsistent.
Data transfer is sometimes slow.
Signal strength is poor.
I am having difficulty establishing and/or maintaining a Virtual Private
Network (VPN) connection.
Solution:
Wireless technology is radio-based, which means connectivity and
the throughput performance between devices decreases when the
distance between devices increases. Other factors that will cause signal
degradation (metal is generally the worst culprit) are obstructions such
as walls and metal appliances. As a result, the typical indoor range of
your wireless devices will be between 100 to 200 feet. Note also that
connection speed may decrease as you move farther away from the
Router or access point.
In order to determine if wireless issues are related to range, we suggest
temporarily moving the computer, if possible, five to 10 feet away from
the Router.
Changing the Wireless Channel
Depending on local wireless traffic and interference, switching the
wireless channel of your network can improve performance and
reliability. The default channel the Router is shipped with is channel 11.
You may choose from several other channels depending on your region
(see the section titled “Changing the Wireless Channel” on page 47 for
instructions on how to choose other channels).
Limiting the Wireless Transmit Rate
Limiting the wireless transmit rate can help improve the maximum
wireless range, and connection stability. Most wireless cards have the
ability to limit the transmission rate. To change this property, go to the
Windows Control Panel, open “Network Connections” and double-click
on your wireless card’s connection. In the “Properties” dialog, select the
“Configure” button on the “General” tab (Windows 98 users will have to
select the wireless card in the list box and then click “Properties”), then
choose the “Advanced” tab and select the rate property. Wireless client
cards are usually set to automatically adjust the wireless transmit rate
for you, but doing so can cause periodic disconnects when the wireless
signal is too weak; as a rule, slower transmission rates are more stable.
Experiment with different connection rates until you find the best one
for your environment; note that all available transmission rates should
be acceptable for browsing the Internet. For more assistance, see your
wireless card’s user manual.

90
Wireless G Router
SECTIONSTable of Contents 12345678 109
TROUBLESHOOTING
Problem:
How do I extend the range of my wireless network?
Solution:
Belkin recommends using one of the following products to extend
wireless network coverage throughout large homes or offices:
Ř Wireless Access Point: A wireless access point can effectively
double the coverage area of your wireless network. An access
point is typically placed in the area not currently covered by your
G Wireless Router, and is connected to the Router using either
an Ethernet cable or through your home’s power lines using two
Powerline Ethernet Adapters.
Ř For 802.11g (54g™) wireless networks, Belkin offers a Wireless G
Range Extender/Access Point that can be connected wirelessly to
a Belkin G Wireless Router, without requiring an Ethernet cable or
Powerline Ethernet Adapters.
These Belkin products are available at your local retailer, or can be
ordered from Belkin directly.
For network/range extension information, please visit:
www.belkin.com/networking to find out more about:
Wireless G Range Extender/Access Point (F5D7130)
Powerline Ethernet Adapter (F5D4070)

91
Wireless G Router
SECTIONSTable of Contents 12345678 109
TROUBLESHOOTING
Problem:
I am having difficulty setting up Wired Equivalent Privacy (WEP) security
on a Belkin Wireless Router or Belkin Access Point.
Solution:
1. Log into your Wireless Router or Access Point.
Open your web browser and type in the IP address of the Wireless
Router or Access Point. (The Router’s default is 192.168.2.1, the Access
Point’s default is 192.168.2.254.) Log into your Router by clicking on the
“Login” button in the top, right-hand corner of the screen. You will be
asked to enter your password. If you never set a password, leave the
password field blank and click “Submit”.
Click the “Wireless” tab on the left of your screen. Select the
“Encryption” or “Security” tab to get to the security settings page.
2. Select “128-bit WEP” from the drop-down menu.
3. After selecting your WEP encryption mode, you can type in your
hex WEP key manually, or you can type in a passphrase in the
“Passphrase” field and click “Generate” to create a WEP key from
the passphrase. Click “Apply Changes” to finish. You must now
set all of your clients to match these settings. A hex (hexadecimal)
key is a combination of numbers and letters from A–F and 0–9. For
128-bit WEP, you need to enter 26 hex keys.
For example:
C3 03 0F AF 4B B2 C3 D4 4B C3 D4 E7 E4 = 128-bit key
4. Click “Apply Changes” to finish. Encryption in the Wireless Router
is now set. Each of your computers on your wireless network will
now need to be configured with the same security settings.
WARNING: If you are configuring the Wireless Router or Access Point
from a computer with a wireless client, you will need to ensure that
security is turned on for this wireless client. If this is not done, you will
lose your wireless connection.
Note to Mac users: Original Apple AirPort products support 64-bit
encryption only. Apple AirPort 2 products can support 64-bit or 128-bit
encryption. Please check your Apple AirPort product to see which
version you are using. If you cannot configure your network with 128-bit
encryption, try 64-bit encryption.

92
Wireless G Router
SECTIONSTable of Contents 12345678 109
TROUBLESHOOTING
Problem:
I am having difficulty setting up Wired Equivalent Privacy (WEP) security
on a Belkin client card (Wireless Network Card or Adapter).
Solution:
The client card must use the same key as the G Wireless Router or
access point. For instance, if your Wireless Router or access point uses
the key 00112233445566778899AABBCC, then the client card must be
set to the exact same key.
1. Double-click the “Signal Indicator” icon to bring up the “Wireless
Network Utility” screen. The “Advanced” button will allow you to
view and configure more options of your client card.
2. Once the “Advanced” button is clicked, the Belkin Wireless LAN
Utility will appear. This Utility will allow you to manage all the
advanced features of the Belkin client card.
3. Under the “Wireless Network Properties” tab, select a
network name from the “Available Networks” list and click the
“Properties” button.
4. Under “Data Encryption”, select “WEP”.
5. Ensure the box “The key is provided for me automatically” at the
bottom is unchecked. If you are using this computer to connect to
a corporate network, please consult your network administrator if
this box needs to be checked.
6. Type your WEP key in the “Network key” box.
Important: A WEP key is a combination of numbers and letters from
A–F and 0–7. For 128-bit WEP, you need to enter 26 keys. This network
key needs to match the key you assign to your G Wireless Router or
access point.
For example: C3030FAF4BB2C3D44BC3D4E7E4 = 128-bit key
7. Click “OK”, and then “Apply” to save the settings.
If you are NOT using a Belkin wireless client card, please consult the
manufacturer’s user manual for that wireless client card.

93
Wireless G Router
SECTIONSTable of Contents 12345678 109
TROUBLESHOOTING
Problem:
Do Belkin products support WPA?
Solution:
Note: To use WPA security, all your clients must be upgraded to drivers
and software that support it. At the time of this publication, a security
patch download is available, for free, from Microsoft. This patch works
only with the Windows XP operating system.
Download the patch here:
http://www.microsoft.com/downloads/details.aspx?FamilyID=009d8425-
ce2b-47a4-abec-274845dc9e91&displaylang=en
You also need to download the latest driver for your Belkin Wireless
802.11g Desktop or Notebook Network Card from the Belkin support
site. Other operating systems are not supported at this time. Microsoft’s
patch only supports devices with WPA-enabled drivers such as Belkin
802.11g products.
Download the latest drivers at http://www.belkin.com/support.
Problem:
I am having difficulty setting up Wi-Fi Protected Access (WPA) security
on a Belkin Wireless Router or Belkin Access Point for a home network.
Solution:
1. From the “Security Mode” drop-down menu, select “WPA-PSK
(no server)”.
2. For “Encryption Technique”, select “TKIP” or “AES”. This setting
will have to be identical on the clients that you set up.
3. Enter your pre-shared key. This can be from eight to 63 characters
and can be letters, numbers, symbols, or spaces. This same key
must be used on all of the clients that you set up. For example,
your PSK might be something like: “Smith family network key”.
4. Click “Apply Changes” to finish. You must now set all clients to
match these settings.

94
Wireless G Router
SECTIONSTable of Contents 12345678 109
TROUBLESHOOTING
Problem:
I am having difficulty setting up Wi-Fi Protected Access (WPA) security
on a Belkin client card (Wireless Network Card or Adapter) for a
home network.
Solution:
Clients must use the same key that the G Wireless Router or access
point uses. For instance, if the key is “Smith Family Network Key” in
the G Wireless Router or access point, the clients must also use that
same key.
1. Double-click the “Signal Indicator” icon to bring up the “Wireless
Network Utility” screen. The “Advanced” button will allow you to
view and configure more options of your client card.
2. Once the “Advanced” button is clicked, the Belkin Wireless LAN
Utility will appear. This Utility will allow you to manage all the
advanced features of the Belkin client card.
3. Under the “Wireless Network Properties” tab, select a
network name from the “Available Networks” list and click the
“Properties” button.
4. Under “Network Authentication”, select “WPA-PSK (no server)”.
5. Type your WPA key in the “Network key” box.
Important: WPA-PSK is a combination of numbers and letters from
A-Z and 0-9. For WPA-PSK, you can enter eight to 63 characters. This
network key needs to match the key you assign to your G Wireless
Router or access point.
6. Click “OK”, then “Apply” to save the settings.

95
Wireless G Router
SECTIONSTable of Contents 12345678 109
TROUBLESHOOTING
Problem:
I am having difficulty setting up Wi-Fi Protected Access (WPA) security
on a Belkin client card (Wireless Network Card or Adapter) for a
business.
Solution:
1. Double-click the “Signal Indicator” icon to bring up the “Wireless
Network Utility” screen. The “Advanced” button will allow you to
view and configure more options of your client card.
2. Once the “Advanced” button is clicked, the Belkin Wireless LAN
Utility will appear. This Utility will allow you to manage all the
advanced features of the Belkin client card.
3. Under the “Wireless Network Properties” tab, select a
network name from the “Available Networks” list and click the
“Properties” button.
4. Under “Network Authentication”, select “WPA”.
5. In the “Authentication” tab, select the settings that are indicated by
your network administrator.
6. Click “OK”, then “Apply” to save the settings.

96
Wireless G Router
SECTIONSTable of Contents 12345678 109
TROUBLESHOOTING
Problem:
I am having difficulty setting up Wi-Fi Protected Access (WPA) security
and I am NOT using a Belkin client card for a home network.
Solution:
If you are NOT using a Belkin WPA Wireless Desktop or Wireless
Notebook Network Card and it is not equipped with WPA-enabled
software, a file from Microsoft called “Windows XP Support Patch for
Wireless Protected Access” is available for free download:
http://www.microsoft.com/downloads/search.aspx?displaylang=en
Note: The file that Microsoft has made available works only with
Windows XP. Other operating systems are not supported at this time.
You also need to ensure that the wireless card manufacturer supports
WPA and that you have downloaded and installed the latest driver from
their support site.
Supported Operating Systems:
Ř Windows XP Professional
Ř Windows XP Home Edition
Enabling WPA-PSK (no server)
1. In systems running Windows XP, click “Start > Control Panel >
Network Connections”.
2. Right-click on the “Wireless Networks” tab. The “Wireless Network
Connection Properties” screen appears. Ensure the “Use Windows
to configure my wireless network settings” box is checked.
3. Under the “Wireless Networks” tab, click the “Configure” button,
and you will see the client card properties screen.
4. For a home or small business user, select “WPA-PSK” under
“Network Administration”.
5. Select “TKIP” or “AES” under “Date Encryption”. This setting will
have to be identical to the G Wireless Router or access point that
you set up.
6. Type your encryption key in the “Network key” box.
Important: Enter your pre-shared key. This can be from eight to 63
characters and can be letters, numbers, or symbols. This same key
must be used on all of the clients that you set up.
7. Click “OK” to apply settings.

97
Wireless G Router
SECTIONSTable of Contents 12345678 109
TROUBLESHOOTING
What is the difference between 802.11b, 802.11g, 802.11a, and
Draft-N?
Currently there are four levels of wireless networking standards, which
transmit data at very different maximum speeds. Each is based on
the designation 802.11(x), so named by the IEEE, the board that is
responsible for certifying networking standards. The most common
wireless networking standard, 802.11b, transmits information at
11Mbps; 802.11a and 802.11g work at 54Mbps; and Draft-N works up
to 300Mbps. Draft-N, the precursor to the upcoming 802.11n release,
promises speeds that exceed 802.11g, and up to twice the wireless
coverage area. See the following chart for more detailed information.
Wireless Comparison Chart
Wireless
Technology
802.11b 802.11g 802.11a Belkin Draft-N
Speed 11Mbps 54Mbps 54Mbps Up to 300Mbps
Frequency Common
household
devices such as
cordless phones
and microwave
ovens may
interfere with
the unlicensed
band 2.4GHz
Common
household
devices such as
cordless phones
and microwave
ovens may
interfere with
the unlicensed
band 2.4GHz
5GHz—
uncrowded
band
Common
household
devices such as
cordless phones
and microwave
ovens may
interfere with
the unlicensed
band 2.4GHz
Compatibility Compatible with
802.11g
Compatible with
802.11b
Incompatible
with 802.11b or
802.11g
Compatible
with 802.11g or
802.11b
Coverage Depends on
interference—
typically
100–200 ft.
indoors
Depends on
interference—
typically
100–200 ft.
indoors
Interference
range is
typically
50–100 ft.
Up to 800%
wider coverage
than standard
802.11g
Advantage Mature—legacy
technology
Common—
widespread
use for Internet
sharing
Less
interference—
great for
multimedia
application
Leading edge—
best coverage
and throughput

98
Wireless G Router
SECTIONSTable of Contents 12345678 109
TROUBLESHOOTING
Technical Support
You can find technical support information at http://www.belkin.com/
networking or www.belkin.com through the tech support area. If you
want to contact technical support by phone, please call:
US: 877-736-5771
800-223-5546 ext. 2263
310-898-1100 ext. 2263
UK: 0845 607 77 87
Australia: 1800 235 546
New Zealand: 0800 235 546
Singapore: 65 64857620
Europe: www.belkin.com/support

99
Wireless G Router
SECTIONSTable of Contents 123456789
INFORMATION
10
FCC Statement
DECLARATION OF CONFORMITY WITH FCC RULES FOR ELECTROMAGNETIC COMPATIBILITY
installation. If this equipment does cause harmful interference to radio or
television reception, which can be determined by turning the equipment
off and on, the user is encouraged to try and correct the interference by
one or more of the following measures:
Ř Reorient or relocate the receiving antenna.
Ř Increase the distance between the equipment and the receiver.
Ř Connect the equipment to an outlet on a circuit different from that
to which the receiver is connected.
Ř Consult the dealer or an experienced radio/TV technician for help.
FCC Caution: Any changes or modifications not expressly approved by
the party responsible for compliance could void the user’s authority to
operate this equipment.
IMPORTANT NOTE:
FCC Radiation Exposure Statement:
This equipment complies with FCC radiation exposure limits set forth for
an uncontrolled environment. This equipment should be installed and
operated with a minimum distance of 20cm between the radiator and
your body.
This transmitter must not be co-located or operating in conjunction with
any other antenna or transmitter.
2.4GHz operation of this product in the USA is firmware-limited to
channels 1 through 11.
We, Belkin International, Inc., of 501 West Walnut Street, Compton, CA
90220, declare under our sole responsibility that this device,
to which this declaration relates:
Complies with Part 15 of the FCC Rules. Operation is subject to
the following two conditions: (1) this device may not cause harmful
interference, and (2) this device must accept any interference received,
including interference that may cause undesired operation.
Caution: Exposure to Radio Frequency Radiation
The device shall be used in such a manner that the potential for human
contact during normal operation is minimized.
Federal Communications Commission Notice
This equipment has been tested and found to comply with the limits for
a Class B digital device, pursuant to Part 15 of the FCC Rules. These
limits are designed to provide reasonable protection against harmful
interference in a residential installation.
This equipment generates, uses, and can radiate radio frequency
energy, and if not installed and used in accordance with the instructions,
may cause harmful interference to radio communications. However,
there is no guarantee that interference will not occur in a particular
F5D7234-4 v5

100
SECTIONSTable of Contents 12345678910
INFORMATION
Modifications
The FCC requires the user to be notified that any changes or
modifications to this device that are not expressly approved by
Belkin International, Inc., may void the user’s authority to operate
the equipment.
Canada-Industry Canada (IC)
The wireless radio of this device complies with RSS 210 Industry
Canada. This Class B digital apparatus complies with Canadian
ICES-003.
Operation is subject to the following two conditions:
1) this device may not cause interference, and
2) this device must accept any interference, including interference
that may cause undesired operation of the device.
IMPORTANT NOTE:
IC Radiation Exposure Statement:
This equipment complies with Canada radiation exposure limits set forth
for uncontrolled environments. This equipment should be installed and
operated with a minimum distance of 20cm between the radiator and
your body.
any other antenna or transmitter.
Cet appareil numérique de la classe B conforme á la norme NMB-003
Europe-European Union Notice
Radio products with the CE 0682 or CE alert marking comply with
the R&TTE Directive (1995/5/EC) issued by the Commission of the
European Community.
Compliance with this directive implies conformity to the following
European Norms (in brackets are the equivalent international standards).
Ř EN 60950-1 (IEC60950) – Product Safety
Ř EN 300 328 Technical requirement for radio equipment
Ř EN 301 489 General EMC requirements for radio equipment.
To determine the type of transmitter, check the identification label on
your Belkin product.
Products with the CE marking comply with the EMC Directive (89/336/
EEC) and the Low Voltage Directive (72/23/EEC) issued by the
Commission of the European Community. Compliance with these
directives implies conformity to the following European Norms (in
brackets are the equivalent international standards).
Ř EN 55022 (CISPR 22) – Electromagnetic Interference
Ř EN 55024 (IEC61000-4-2,3,4,5,6,8,11) – Electromagnetic Immunity
Ř EN 61000-3-2 (IEC610000-3-2) – Power Line Harmonics
Ř EN 61000-3-3 (IEC610000) – Power Line Flicker
Ř EN 60950-1 (IEC60950) – Product Safety
Products that contain the radio transmitter are labeled with CE 0682 or
CE alert marking and may also carry the CE logo.
This transmitter must not be co-located or operating in conjunction with
du Canada.
2.4GHz operation of this product in the Canada
Wireless G Router
is firmware-limited to channels 1 through 11.

101
Wireless G Router
SECTIONSTable of Contents 12345678910
INFORMATION
Belkin International, Inc., Limited 1-Year Product Warranty
What is not covered by this warranty?
All above warranties are null and void if the Belkin product is not
provided to Belkin for inspection upon Belkin’s request at the sole
expense of the purchaser, or if Belkin determines that the Belkin product
has been improperly installed, altered in any way, or tampered with.
The Belkin Product Warranty does not protect against acts of God such
as flood, lightning, earthquake, war, vandalism, theft, normal-use wear
and tear, erosion, depletion, obsolescence, abuse, damage due to low
voltage disturbances (i.e. brownouts or sags), non-authorized program,
or system equipment modification or alteration.
How to get service.
To get service for your Belkin product you must take the following steps:
1. Contact Belkin International, Inc., at 501 W. Walnut St., Compton CA
90220, Attn: Customer Service, or call (800)-223-5546, within 15 days
of the Occurrence. Be prepared to provide the following information:
a. The part number of the Belkin product.
b. Where you purchased the product.
c. When you purchased the product.
d. Copy of original receipt.
2. Your Belkin Customer Service Representative will then instruct you on
how to forward your receipt and Belkin product and how to proceed
with your claim.
What this warranty covers.
Belkin International, Inc. (“Belkin”) warrants to the original purchaser of
this Belkin product that the product shall be free of defects in design,
assembly, material, or workmanship.
What the period of coverage is.
Belkin warrants the Belkin product for one year.
What will we do to correct problems?
Product Warranty.
Belkin will repair or replace, at its option, any defective product free of
charge (except for shipping charges for the product). Belkin reserves the
right to discontinue any of its products without notice, and disclaims any
limited warranty to repair or replace any such discontinued products.
In the event that Belkin is unable to repair or replace the product (for
example, because it has been discontinued), Belkin will offer either
a refund or a credit toward the purchase of another product from
Belkin.com in an amount equal to the purchase price of the product
as evidenced on the original purchase receipt as discounted by its
natural use.

102
Wireless G Router
SECTIONSTable of Contents 12345678910
INFORMATION
Belkin reserves the right to review the damaged Belkin product. All
costs of shipping the Belkin product to Belkin for inspection shall be
borne solely by the purchaser. If Belkin determines, in its sole discretion,
that it is impractical to ship the damaged equipment to Belkin, Belkin
may designate, in its sole discretion, an equipment repair facility to
inspect and estimate the cost to repair such equipment. The cost, if any,
of shipping the equipment to and from such repair facility and of such
estimate shall be borne solely by the purchaser. Damaged equipment
must remain available for inspection until the claim is finalized.
Whenever claims are settled, Belkin reserves the right to be subrogated
under any existing insurance policies the purchaser may have.
How state law relates to the warranty.
THIS WARRANTY CONTAINS THE SOLE WARRANTY OF BELKIN.
THERE ARE NO OTHER WARRANTIES, EXPRESSED OR, EXCEPT AS
REQUIRED BY LAW, IMPLIED, INCLUDING THE IMPLIED WARRANTY
OR CONDITION OF QUALITY, MERCHANTABILITY OR FITNESS FOR A
PARTICULAR PURPOSE, AND SUCH IMPLIED WARRANTIES, IF ANY,
ARE LIMITED IN DURATION TO THE TERM OF THIS WARRANTY.
Some states do not allow limitations on how long an implied warranty
lasts, so the above limitations may not apply to you.
IN NO EVENT SHALL BELKIN BE LIABLE FOR INCIDENTAL, SPECIAL,
DIRECT, INDIRECT, CONSEQUENTIAL OR MULTIPLE DAMAGES SUCH
AS, BUT NOT LIMITED TO, LOST BUSINESS OR PROFITS ARISING
OUT OF THE SALE OR USE OF ANY BELKIN PRODUCT, EVEN IF
ADVISED OF THE POSSIBILITY OF SUCH DAMAGES.
This warranty gives you specific legal rights, and you may also have
other rights, which may vary from state to state. Some states do not
allow the exclusion or limitation of incidental, consequential, or other
damages, so the above limitations may not apply to you.

Belkin International, Inc.
501 West Walnut Street
Los Angeles, CA 90220, USA
310-898-1100
310 - 898 -1111 fa x
Belkin Ltd.
Express Business Park, Shipton Way
Rushden, NN10 6GL
United Kingdom
+44 (0) 1933 35 2000
+44 (0) 1933 31 2000 fax
Belkin Tech Support
US: 877-736-5771
800-223-5546 ext. 2263
310-898-1100 ext. 2263
UK: 0845 607 77 87
Australia: 1800 235 546
New Zealand: 0800 235 546
Singapore: 65 64857620
Europe: www.belkin.com/support
Belkin B.V.
Boeing Avenue 333
1119 PH Schiphol-Rijk
The Netherlands
+31 (0) 20 654 7300
+31 (0) 20 654 7349 fax
Belkin Ltd.
4 Pioneer Avenue
Tuggerah Business Park
Tuggerah, NSW 2259, Australia
+61 (0) 2 4350 4600
+61 (0) 2 4350 4700 fax
© 2009 Belkin International, Inc. All rights reserved. All trade names are registered trademarks of
respective manufacturers listed. Apple, AirPort, Mac, Mac OS, and AppleTalk are trademarks of Apple Inc.,
registered in the U.S. and other countries. Windows, Windows Vista, NT, and Microsoft are either registered
trademarks or trademarks of Microsoft Corporation in the United States and/or other countries.