Belkin F6D4230V3 Enhanced Wireless Router User Manual
Belkin International, Inc. Enhanced Wireless Router
Belkin >
User Manual

Enhanced
Wireless Router
User Manual
8820-00034-A F6D4230-4

i
Enhanced Wireless Router
SECTIONS 12345678910Table of Contents
TABLE OF CONTENTS
Setting WEP Encryption � � � � � � � � � � � � � � � � � � � � � � � � � � � � � � � � � � � � 47
Using the Access Point Mode � � � � � � � � � � � � � � � � � � � � � � � � � � � � � � � 49
Setting MAC Address Control � � � � � � � � � � � � � � � � � � � � � � � � � � � � � � � 50
Configuring the Firewall � � � � � � � � � � � � � � � � � � � � � � � � � � � � � � � � � � � � 52
Using Dynamic DNS � � � � � � � � � � � � � � � � � � � � � � � � � � � � � � � � � � � � � � � 56
Utilities � � � � � � � � � � � � � � � � � � � � � � � � � � � � � � � � � � � � � � � � � � � � � � � � � � 57
Restarting the Router � � � � � � � � � � � � � � � � � � � � � � � � � � � � � � � � � � � � � � 58
Updating the Firmware � � � � � � � � � � � � � � � � � � � � � � � � � � � � � � � � � � � � � 64
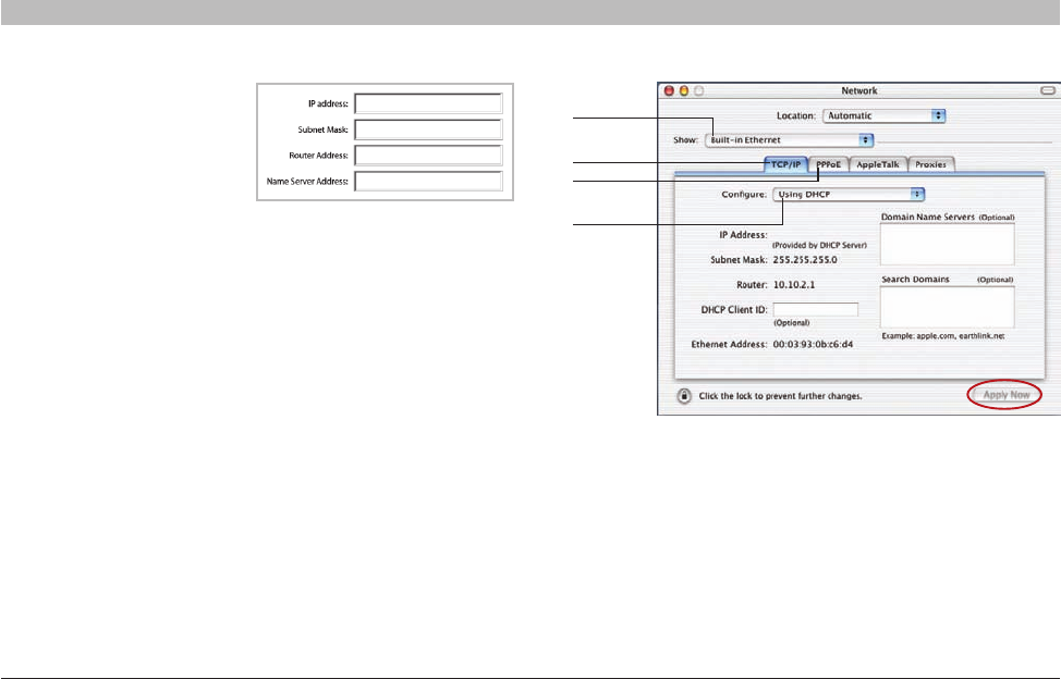
7 Manually Configuring Network Settings . . . . . . . . . . . . . . . . . . .71
8 Recommended Web Browser Settings . . . . . . . . . . . . . . . . . . . . 76
9 Troubleshooting . . . . . . . . . . . . . . . . . . . . . . . . . . . . . . . . . . . . . . . . 78
10 Information . . . . . . . . . . . . . . . . . . . . . . . . . . . . . . . . . . . . . . . . . . .93
1 Introduction . . . . . . . . . . . . . . . . . . . . . . . . . . . . . . . . . . . . . . . . . . . . 1
Advantages of a Wireless Network � � � � � � � � � � � � � � � � � � � � � � � � � � � � 1
Placement of your Enhanced Wireless Router � � � � � � � � � � � � � � � � � � �2
2 Product Overview. . . . . . . . . . . . . . . . . . . . . . . . . . . . . . . . . . . . . . . . 5
Product Features� � � � � � � � � � � � � � � � � � � � � � � � � � � � � � � � � � � � � � � � � � � 5
3 Knowing your Router. . . . . . . . . . . . . . . . . . . . . . . . . . . . . . . . . . . . . 7
Package Contents � � � � � � � � � � � � � � � � � � � � � � � � � � � � � � � � � � � � � � � � � � 7
System Requirements � � � � � � � � � � � � � � � � � � � � � � � � � � � � � � � � � � � � � � � 7
Setup Assistant Software System Requirements � � � � � � � � � � � � � � � � � 7
4 Connecting and Configuring your Router . . . . . . . . . . . . . . . . . . 11
5 Alternate Setup Method . . . . . . . . . . . . . . . . . . . . . . . . . . . . . . . . . 21
6 Using the Web-Based Advanced User Interface . . . . . . . . . . . .36
Changing LAN Settings� � � � � � � � � � � � � � � � � � � � � � � � � � � � � � � � � � � � � 37
Viewing the DHCP Client List Page � � � � � � � � � � � � � � � � � � � � � � � � � � � 39
Configuring the Wireless Network Settings � � � � � � � � � � � � � � � � � � � � � 40
Setting WPA/WPA2 Encryption ������������������������������46

1
Enhanced Wireless Router
SECTIONSTable of Contents 23456789101
INTRODUCTION
Thank you for purchasing the Belkin Enhanced Wireless Router (the Router)� Following are two short sections—the first discusses
the benefits of home networking, and the other outlines best practices that maximize your wireless home network range and
performance� Please be sure to read through this User Manual completely, and pay special attention to the section entitled
“Placement of your Enhanced Wireless Router” on the next page� By following our simple setup instructions you will be able to use
your Belkin Home Network to:
Advantages of a Wireless Network
Here are some of the advantages of setting up a Belkin Wireless Network:
• Mobility – you’ll no longer need a dedicated “computer room”—
now you can work on a networked laptop or desktop computer
anywhere within your wireless range
• Easy installation – Belkin’s Setup Assistant makes setup simple
• Flexibility – set up and access printers, computers, and other
networking devices from anywhere in your home
• Easy expansion – the wide range of Belkin networking products let
you expand your network to include devices such as printers and
gaming consoles
• No cabling required – you can spare the expense and hassle of
retrofitting Ethernet cabling throughout the home or office
• Widespread industry acceptance – choose from a wide range of
interoperable networking products
• Share one high-speed Internet connection with all the computers in
your home
• Share resources, such as files and hard drives among all the
connected computers in your home
• Share a single printer with the entire family
• Share documents, music, video, and digital pictures
• Store, retrieve, and copy files from one computer to another
• Simultaneously play games online, check Internet email, and chat

2
Enhanced Wireless Router
SECTIONSTable of Contents 23456789101
INTRODUCTION
• Ensure that your Router’s networking antenna is positioned
vertically (toward the ceiling)�
• In multistory homes, place the Router on a floor that is as close
to the center of the home as possible� This may mean placing the
Router on an upper floor�
• Try not to place the Router near a cordless 2�4GHz phone�
2. Avoid Obstacles and Interference
Avoid placing your Router near devices that may emit radio “noise,”
such as microwave ovens� Dense objects that can inhibit wireless
communication include:
• Refrigerators
• Washers and/or dryers
• Metal cabinets
• Large aquariums
• Metallic-based UV tinted windows
If your wireless signal seems weak in some spots, make sure that
objects such as these are not blocking the signal’s path (between your
computers and Router)�
Placement of your Enhanced Wireless Router
Important Factors for Placement and Setup
Your wireless connection will be stronger the closer your computer is
to your Router� Typical indoor operating range for wireless devices is
between 100 and 200 feet�
In the same way, your wireless connection and performance will degrade
somewhat as the distance between your Router and connected devices
increases� This may or may not be noticeable to you� As you move
further from your Router, connection speed may decrease� Factors that
can weaken signals simply by getting in the way of your network’s radio
waves are metal appliances or obstructions, and walls�
If you have concerns about your network’s performance that might
be related to range or obstruction factors, try moving the computer to
a position between five and 10 feet from the Router in order to see if
distance is the problem� If difficulties persist even at close range, please
contact Belkin Technical Support�
Note: While some of the items listed below can affect network
performance, they will not prohibit your wireless network from
functioning; if you are concerned that your network is not operating at
its maximum effectiveness, this checklist may help�
1. Router Placement
Place your Router, the central connection point of your network, as
close as possible to the center of your wireless network devices�
To achieve the best wireless network coverage for your “wireless clients”
(i�e�, computers enabled by Belkin Wireless Notebook Network Cards,
Wireless Desktop Network Cards, and Wireless USB Adapters):

3
Enhanced Wireless Router
SECTIONSTable of Contents 23456789101
INTRODUCTION
4. Choose the “Quietest” Channel for your Wireless Network
In locations where homes or offices are close together, such as
apartment buildings or office complexes, there may be wireless
networks nearby that can conflict with yours�
Use the Site Survey capabilities found in the Wireless Utility of your
wireless adapter to locate any other wireless networks that are available
(see your wireless adapter’s user manual), and move your Router and
computers to a channel as far away from other networks as possible�
• Experiment with more than one of the available channels, in
order to find the clearest connection and avoid interference from
neighboring cordless phones or other wireless devices�
• For Belkin wireless networking products, use the detailed Site
Survey and wireless channel information included with your
wireless network card� See your network card’s user guide for
more information�
These guidelines should allow you to cover the maximum possible area
with your Router� Should you need to cover an even wider area, we
suggest the Belkin Wireless Range Extender/Access Point�
3. Cordless Phones
If the performance of your wireless network is impaired after attending
to the above issues, and you have a cordless phone:
• Try moving cordless phones away from your Router and your
wireless-enabled computers�
• Unplug and remove the battery from any cordless phone that
operates on the 2�4GHz band (check manufacturer’s information)� If
this fixes the problem, your phone may be interfering�
• If your phone supports channel selection, change the channel on
the phone to the farthest channel from your wireless network� For
example, change the phone to channel 1 and move your Router to
channel 11� See your phone’s user manual for detailed instructions�
• If necessary, consider switching to a 900MHz or 5GHz
cordless phone�

4
Enhanced Wireless Router
SECTIONSTable of Contents 23456789101
INTRODUCTION
5. Secure Connections, VPNs, and AOL
Secure connections typically require a user name and password, and
are used where security is important� Secure connections include:
• Virtual Private Network (VPN) connections, often used to connect
remotely to an office network
• The “Bring Your Own Access” program from America Online (AOL),
which lets you use AOL through broadband provided by another
cable or DSL service
• Most online banking websites
• Many commercial websites that require a user name and password
to access your account
Secure connections can be interrupted by a computer’s power
management setting, which causes it to “go to sleep�” The simplest
solution to avoid this is to simply reconnect by rerunning the VPN or
AOL software, or by re-logging into the secure website�
A second alternative is to change your computer’s power management
settings so it does not go to sleep; however, this may not be appropriate
for portable computers� To change your power management setting
under Windows, see the “Power Options” item in the Control Panel�
If you continue to have difficulty with Secure Connections, VPNs, and
AOL, please review the steps above to be sure you have addressed
these issues�
For more information regarding our networking products, visit our
website at www�belkin�com/networking or call Belkin Technical
Support at:
US: 877-736-5771
UK: 0845 607 77 87
Australia: 1800 235 546
New Zealand: 0800 235 546
Singapore: 65 64857620
Europe: www�belkin�com/support

5
Enhanced Wireless Router
SECTIONSTable of Contents 1 345678910
PRODUCT OVERVIEW
2
Product Features
In minutes you will be able to share your Internet connection and network your computers� The following is a list of features that make your new Belkin
Enhanced Wireless Router an ideal solution for your home or small office network�
NAT IP Address Sharing
Your Router employs Network Address Translation (NAT) to share the
single IP address assigned to you by your Internet Service Provider
while saving the cost of adding additional IP addresses to your Internet
service account�
Works with Both PCs and Mac® Computers
The Router supports a variety of networking environments including Mac
OS® 8�x, 9�x, X v10�x, Linux®, Windows® 98, Me, NT®, 2000, XP, Vista®,
and others� All that is needed is an Internet browser and a network
adapter that supports TCP/IP (the standard language of the Internet)�
Patent-Pending Network Status Display
Lighted LEDs on the front of the Router indicate which functions are in
operation� You’ll know at-a-glance whether your Router is connected to
the Internet� This feature eliminates the need for advanced software and
status-monitoring procedures�
Web-Based Advanced User Interface
You can set up the Router’s advanced functions easily through your web
browser, without having to install additional software onto the computer�
There are no disks to install or keep track of and, best of all, you can
make changes and perform setup functions from any computer on the
network quickly and easily�
SPI Firewall
Your Router is equipped with a firewall that will protect your network
from a wide array of common hacker attacks including IP Spoofing,
Land Attack, Ping of Death (PoD), Denial of Service (DoS), IP with zero
length, Smurf Attack, TCP Null Scan, SYN flood, UDP flooding, Tear
Drop Attack, ICMP defect, RIP defect, and fragment flooding�
Integrated 10/100 4-Port Switch
The Router has a built-in, four-port network switch to allow your wired
computers to share printers, data and MP3 files, digital photos, and
much more� The switch features automatic detection so it will adjust to
the speed of connected devices� The switch will transfer data between
computers and the Internet simultaneously without interrupting or
consuming resources�

6
Enhanced Wireless Router
SECTIONSTable of Contents 1 3456789102
PRODUCT OVERVIEW
Universal Plug and Play (UPnP)
UPnP is a technology that offers seamless operation of voice
messaging, video messaging, games, and other applications that are
UPnP-compliant�
Support for VPN Pass-Through
If you connect to your office network from home using a VPN
connection, your Router will allow your VPN-equipped computer to pass
through the Router and to your office network�
Built-In Dynamic Host Configuration Protocol (DHCP)
Built-In Dynamic Host Configuration Protocol (DHCP) on-board makes
for the easiest possible connection of a network� The DHCP server will
assign IP addresses to each computer automatically so there is no need
for a complicated networking setup�
Setup Assistant
The Setup Assistant, second generation of Belkin’s renowned Easy
Install Wizard, takes the guesswork out of setting up your Router� This
automatic software determines your network settings for you and sets
up the Router for connection to your Internet Service Provider (ISP)� In a
matter of minutes, your Router will be up and running on the Internet�
NOTE: Setup Assistant software is compatible with Windows 2000,
XP, and Vista; and Mac OS X v10�x� If you are using another operating
system, the Router can be set up using the Alternate Setup Method
described in this User Manual (see page 21)�
Integrated Enhanced Wireless Access Point
Enhanced is an exciting new wireless technology that achieves data
rates of up to 150Mbps� Actual throughput is typically lower than
the connected data rate and will vary depending on your networking
environment�
NOTE: The standard transmission rate—150Mbps—is the physical data
rate� Actual data throughput will be lower�
MAC Address Filtering
For added security, you can set up a list of MAC addresses (unique
client identifiers) that are allowed access to your network� Every
computer has its own MAC address� Simply enter these MAC addresses
into a list using the Web-Based Advanced User Interface and you can
control access to your network�

7
Enhanced Wireless Router
SECTIONSTab le o f Con te nt s 12 45678910
KNOWING YOUR ROUTER
3
Package Contents
Ř Belkin Enhanced Wireless Router
Ř Quick Installation Guide
Ř Belkin Setup Assistant Software CD
Ř RJ45 Ethernet Networking Cable
Ř Power Supply
Ř User Manual on the Setup Assistant CD
System Requirements
Ř Broadband Internet connection such as a cable or DSL modem
with RJ45 (Ethernet) connection
Ř At least one computer with an installed network interface adapter
Ř TCP/IP networking protocol installed on each computer
Ř RJ45 Ethernet networking cable
Ř Internet browser
Setup Assistant Software System Requirements
Ř A computer running Windows® 2000, XP, or Vista®; or
Mac OS® X v10.x
Ř Minimum 1GHz processor and 128MB RAM
Ř Internet browser
The Router has been designed to be placed on a desktop. All of the
cables exit from the rear of the Router for better organization and utility.
The Network Status Display is easily visible on the FRONT of the Router
to provide you with information about network activity and status.
(A)
(B)
(C)
(D)
(E)
(F)
(G)

8
Enhanced Wireless Router
SECTIONSTab le of C o nt en t s 12 456789103
KNOWING YOUR ROUTER
D. Wired-Computer Status
Off Wired computer is not present
Solid Green Wired computer is connected to
the Router
Blinking Amber Problem with wired computer
connecting properly to the Router
E. Router/Power Status
When you apply power to the Router or restart it, a short period of time
elapses while the Router boots up. During this time, the “router” icon
blinks. When the Router has completely booted up, the “router” icon
becomes a solid light, indicating the Router is ready for use.
Off Router is off
Blinking Green Router is booting up
Solid Green Router is on and ready
A. Wireless Security
OFF Wireless security is off
Solid Green Wireless security is on
B. Wi-Fi Protected Setup (WPS) button
This button is used for the Wi-Fi Protected Setup feature. Please refer to
the “Changing the Wireless Security Settings” section.
C. Wireless-Computer Status
Off Wireless computer is not present
Solid Green Wireless computer is connected
to the Router
Blinking Amber Problem with wireless computer
connecting properly to the Router
WPS

9
Enhanced Wireless Router
SECTIONSTab le of C o nt en t s 12 456789103
KNOWING YOUR ROUTER
F. Modem Status
This icon lights in green to indicate that your modem is connected
properly to the Router. It turns amber when problem is detected.
OFF Router is NOT connected
to modem
Solid Green Router is connected to modem
and functioning properly
Blinking Amber Problem with modem
G. Internet Status
This unique icon shows you when the Router is connected to the
Internet. When the light is off, the Router is NOT connected to the
Internet. When the light is blinking amber, the Router is attempting
to connect to the Internet. When the light is solid blue, the Router is
connected to the Internet. When using the “Disconnect after x minutes”
feature, this icon becomes extremely useful in monitoring the status of
your Router’s connection.
Off Router is NOT connected to the
Internet
Blinking Amber Router is attempting to connect
to the Internet
Solid Green Router is connected to
the Internet
(I)
(K)
(J)
(H)

10
Enhanced Wireless Router
SECTIONSTable of Contents 12 456789103
KNOWING YOUR ROUTER
H. Connections to Wired Computers – Gray
Connect your wired (non-wireless) computers to these ports� These
ports are RJ45, 10/100 auto-negotiation, auto-uplinking ports for
standard UTP category 5 or 6 Ethernet cable� The ports are labeled 1
through 4�
I. Connection to Modem – Yellow
This port is for connection to your cable or DSL modem� Use the cable
that was provided with the router to connect the modem to this port�
Use of a cable other than the one supplied with the router may not
work properly�
J. Reset Button – Red
The “Reset” button is used in rare cases when the Router may function
improperly� Resetting the Router will restore the Router’s normal
operation while maintaining the programmed settings� You can also
restore the factory default settings by using the “Reset” button� Use
the restore option in instances where you may have forgotten your
custom password�
i. Resetting the Router
Push and release the “Reset” button� The lights on the Router will
momentarily flash� The “router” light will begin to blink� When the
“router” light becomes solid again, the reset is complete�
ii. Restoring the Factory Defaults
Press and hold the “reset” button for at least 10 seconds, then release
it� The lights on the Router will momentarily flash� The “router” light will
begin to blink� When the “router” light becomes solid again, the restore
is complete�
K. Power Jack – Black
Connect the included 12V/1A DC power supply to this jack�

11
Enhanced Wireless Router
SECTIONSTable of Contents 123 5678910
CONNECTING AND CONFIGURING YOUR ROUTER
4
Verify the contents of your box. You should have the following:
• Belkin Enhanced Wireless Router
• RJ45 Ethernet Networking Cable
• Power Supply
• Belkin Setup Assistant Software CD
• User Manual on the Setup Assistant CD
Modem Requirements
Your cable or DSL modem must be equipped with an RJ45 Ethernet
port� Many modems have both an RJ45 Ethernet port and a USB
connection� If you have a modem with both Ethernet and USB, and are
using the USB connection at this time, you will be instructed to use the
RJ45 Ethernet port during the installation procedure� If your modem has
only a USB port, you can request a different type of modem from your
ISP, or you can, in some cases, purchase a modem that has an RJ45
Ethernet port on it�
Setup Assistant
Belkin has provided our Setup Assistant software to make installing your
Router a simple and easy task� You can use it to get your Router up and
running in minutes� The Setup Assistant requires that your computer be
connected directly to your Router and that the Internet connection is
active and working at the time of installation� If it is not, you must use
the “Alternate Setup Method” section of this User Manual to configure
your Router� Additionally, if you are using an operating system other than
Windows 2000, XP, or Vista, or Mac OS X v10�x, you must set up the
Router using the “Alternate Setup Method” section of this User Manual�
Ethernet USB

12
Enhanced Wireless Router
SECTIONSTab le of C o nt en t s 123 56789104
CONNECTING AND CONFIGURING YOUR ROUTER
LAN
WAN
[2] Remove the power cord from
your DSL or cable modem.
Connect the modem to the Router’s “modem”
port with an Ethernet cable. (Your computer
might be plugged into the modem already.)
Connect your computer to the Router with
another Ethernet cable (temporarily, if need be).
[1] Make sure your DSL or cable line
is plugged into your modem.
Put the Router next to your DSL or cable modem.

13
Enhanced Wireless Router
SECTIONSTab le of C o nt en t s 123 56789104
CONNECTING AND CONFIGURING YOUR ROUTER
LAN
WAN
[3] Plug in your modem and make sure it turns
on. If your modem is already on, unplug it,
wait a few seconds, and plug it back in.
Plug the Router’s power supply into the Router
and a power outlet.
Put the CD into your computer. If the Setup
Assistant doesn’t run automatically, browse the
CD, find the Setup Assistant icon, and run it.
IMPORTANT: Run the Setup Assistant from the computer that is directly connected to the Router from Step 2.

14
Enhanced Wireless Router
SECTIONSTable of Contents 123 56789104
CONNECTING AND CONFIGURING YOUR ROUTER
Note for Windows Users: If the Setup Assistant does not start
up automatically, select your CD-ROM drive from “My Computer”
and double-click on the file named “SetupAssistant” to start the
Setup Assistant�

15
Enhanced Wireless Router
SECTIONSTable of Contents 123 56789104
CONNECTING AND CONFIGURING YOUR ROUTER
Progress Screen
Setup Assistant will show you a progress screen each time a step in the
setup has been completed�
Confirmation Screen
Verify that you have completed all QIG steps by checking the box to the
right of the arrow� Click “Next” to continue�

16
Enhanced Wireless Router
SECTIONSTable of Contents 123 56789104
CONNECTING AND CONFIGURING YOUR ROUTER
1.2 Verifying Hardware Connections
The Setup Assistant will now verify your hardware connection�
1.1 Checking Settings
The Setup Assistant will now examine your computer’s network settings
and gather information needed to complete the Router’s connection to
the Internet�

17
Enhanced Wireless Router
SECTIONSTable of Contents 123 56789104
CONNECTING AND CONFIGURING YOUR ROUTER
1.4 Requesting Internet Account Info (if needed)
If your Internet account requires a login and password, you will be
prompted with a screen similar to the illustration below� Select your
country or ISP from the drop-down boxes�
1.3 Naming your Wireless Network
The Setup Assistant will display the default wireless network name or
Service Set Identifier (SSID)� This is the name of your wireless network
to which your computers or devices with wireless network adapters
will connect� You can either use the default or change it to something
unique� Write down this name for future reference� Click “Next”
to continue�

18
Enhanced Wireless Router
SECTIONSTable of Contents 123 56789104
CONNECTING AND CONFIGURING YOUR ROUTER
1.5 Configuring the Router
The Setup Assistant will now configure your Router by sending data to
the Router and restarting it� Wait for the on-screen instructions�
Note: Do not disconnect any cable or power off the Router while the
Router is rebooting� Doing so will render your Router inoperable�
1.6 Checking Internet Connection
We are almost done� The Setup Assistant will now check your
connection to the Internet�

19
Enhanced Wireless Router
SECTIONSTable of Contents 123 56789104
CONNECTING AND CONFIGURING YOUR ROUTER
Congratulations
You have finished installing your new Belkin Router� You will see
the Congratulations screen when your Router can connect to the
Internet� You can begin surfing by opening your browser and going to
any website�
You can use the Setup Assistant to set up your other wired and wireless
computers to connect to the Internet by clicking “Next”� If you decide to
add computers to your Router later, select “Exit the Assistant” and then
click “Next”�
Troubleshooting
If the Setup Assistant is not able to connect to the Internet, you will see
the following screen� Follow the on-screen instructions to go through the
troubleshooting steps�

20
Enhanced Wireless Router
SECTIONSTable of Contents 123 56789104
CONNECTING AND CONFIGURING YOUR ROUTER
1.7 Optional: Assistance Connecting Other Computers
This optional step will help you to connect additional wired and wireless
computers to your network� Follow the on-screen instructions�
Congratulations
Once you have verified that your other wired and wireless computers are
properly connected, your network is set up and working� You can now
surf the Internet� Click “Next” to take you back to the main menu�

21
Enhanced Wireless Router
SECTIONSTable of Contents 1234 678910
ALTERNATE SETUP METHOD
5
Step 1: Hardware Connections – Follow the Quick Installation Guide
See the QIG or Step 1: Hardware Connections from the previous section�
Step 2: Set your Computer’s Network Settings to Work with a DHCP Server
See the section in this User Manual called “Manually Configuring Network Settings” for directions�
Step 3 Configure the Router Using the Web-Based Advanced User Interface
Using your Internet browser, you can access the Router’s Web-Based Advanced User Interface� In your browser, type “192�168�2�1” (you do not need
to type in anything else such as “http://” or “www”)� Then press the “Enter” key�

22
Enhanced Wireless Router
SECTIONSTable of Contents 1234 6789105
ALTERNATE SETUP METHOD
Logging into the Router
You will see the Router’s home page in your browser window� The home
page is visible to any user who wants to see it� To make any changes
to the Router’s settings, you have to log in� Clicking the “Login” button
or clicking on any one of the links on the home page will take you to
the login screen� The Router ships with no password entered� In the
login screen, leave the password blank and click the “Submit” button to
log in�
Logging out of the Router
One computer at a time can log into the Router for the purposes of
making changes to the settings of the Router� Once a user has logged in
to make changes, there are two ways that the computer can be logged
out� Clicking the “Logout” button will log the computer out� The second
method is automatic� The login will time out after a specified period of
time� The default login time-out is 10 minutes� This can be changed from
one to 99 minutes� For more information, see the section in this manual
titled “Changing the Login Time-Out Setting”�

23
Enhanced Wireless Router
SECTIONSTable of Contents 1234 6789105
ALTERNATE SETUP METHOD
Understanding the Web-Based Advanced User Interface
The home page is the first page you will see when you access the Advanced User Interface (UI)� The home page shows you
a quick view of the Router’s status and settings� All advanced setup pages can be reached from this page�
(2)
(4)
(3)
(11)
(7)
(5)
(1)
(6)
(8)
(10)
(9)

24
Enhanced Wireless Router
SECTIONSTable of Contents 1234 6789105
ALTERNATE SETUP METHOD
1. Quick-Navigation Links
You can go directly to any of the Router’s advanced UI pages by clicking
directly on these links� The links are divided into logical categories
and grouped by tabs to make finding a particular setting easier to
find� Clicking on the purple header of each tab will show you a short
description of the tab’s function�
2. Home Button
The home button is available in every page of the UI� Pressing this
button will take you back to the home page�
3. Help Button
The “Help” button gives you access to the Router’s help pages� Help
is also available on many pages by clicking “more info” next to certain
sections of each page�
4. Login/Logout Button
This button enables you to log in and out of the Router with the press of
one button� When you are logged into the Router, this button will change
to read “Logout”� Logging into the Router will take you to a separate
login page where you will need to enter a password� When you are
logged into the Router, you can make changes to the settings� When you
are finished making changes, you can log out of the Router by clicking
the “Logout” button� For more information about logging into the Router,
see the section called “Logging into the Router”�
5. Internet-Status Indicator
This indicator is visible in all pages of the Router, indicating the
connection status of the Router� When the indicator says “Connected”
in blue, the Router is connected to the Internet� When the Router is not
connected to the Internet, the indicator will read “Not Connected” in
RED� The indicator is automatically updated when you make changes to
the settings of the Router�

25
Enhanced Wireless Router
SECTIONSTable of Contents 1234 6789105
ALTERNATE SETUP METHOD
6. Language
Shows the active language for the Advanced User Interface� Select a
desirable language by clicking one of the available languages�
7. Version Info
Shows the firmware version, boot-code version, hardware version, and
serial number of the Router�
8. LAN Settings
Shows you the settings of the Local Area Network (LAN) side of the
Router� Changes can be made to the settings by clicking on any one
of the links (IP Address, Subnet Mask, DHCP Server) or by clicking the
“LAN” quick-navigation link on the left side of the screen�
9. Internet Settings
Shows the settings of the Internet/WAN side of the Router that
connects to the Internet� Changes to any of these settings can be made
by clicking on the links or by clicking on the “Internet/WAN” quick-
navigation link on the left side of the screen�
10. Features
Shows the status of the Router’s, firewall, and wireless features�
Changes can be made to the settings by clicking on any one of the links
or by clicking the quick-navigation links on the left side of the screen�
11. Page Name
The page you are on can be identified by this name� This User Manual
will sometimes refer to pages by name� For instance “LAN > LAN
Settings” refers to the “LAN Settings” page�

26
Enhanced Wireless Router
SECTIONSTable of Contents 1234 6789105
ALTERNATE SETUP METHOD
Setting your Connection Type
From the “Connection Type” page, you can select the type of connection
you use� Select the type of connection you use by clicking the button (1)
next to your connection type and then clicking “Next” (2)�
(1) (2)
Step 4: Configuring your Router for Connection to your Internet Service Provider (ISP)
The “Internet/WAN” tab is where you will set up your Router to connect
to your Internet Service Provider (ISP)� The Router is capable of
connecting to virtually any ISP’s system provided you have correctly
configured the Router’s settings for your ISP’s connection type� Your ISP
connection settings are provided to you by your ISP� To configure the
Router with the settings that your ISP gave you, click “Connection Type”
(A) on the left side of the screen� Select the connection type you use� If
your ISP gave you DNS settings, clicking “DNS” (B) allows you to enter
DNS address entries for ISPs that require specific settings� Clicking
“MAC Address” (C) will let you clone your computer’s MAC address or
type in a specific WAN MAC address, if required by your ISP� When you
have finished making settings, the “Internet Status” indicator will read
“connected” if your Router is set up properly�
(B)
(A)
(C)

27
Enhanced Wireless Router
SECTIONSTable of Contents 1234 6789105
ALTERNATE SETUP METHOD
1. Host Name (1)
This space is provided to enter a host name that needs to be visible
to your ISP� Enter your host name here and click “Apply Changes” (3)�
If your ISP did not assign you a host name, or you are not sure, leave
this blank�
Setting your Internet Service Provider (ISP) Connection Type to Dynamic IP
A dynamic connection type is the most common connection type found with cable modems� Setting the connection type to “dynamic” in many cases
is enough to complete the connection to your ISP� Some dynamic connection types may require a host name� You can enter your host name in the
space provided if you were assigned one� Your host name is assigned by your ISP� Some dynamic connections may require that you clone the MAC
address of the PC that was originally connected to the modem�
(1)
(3)
(2)
2. Change WAN MAC Address (2)
If your ISP requires a specific MAC address to connect to the service,
you can enter a specific MAC address or clone the current computer’s
MAC address through this link�

28
Enhanced Wireless Router
SECTIONSTable of Contents 1234 6789105
ALTERNATE SETUP METHOD
1. IP Address (1)
Provided by your ISP� Enter your IP address here�
2. Subnet Mask (2)
Provided by your ISP� Enter your subnet mask here�
3. ISP Gateway Address (3)
Provided by your ISP� Enter the ISP gateway address here�
Setting your Internet Service Provider (ISP) Connection Type to Static IP
A static IP address connection type is less common than other connection types� If your ISP uses static IP addressing, you will need your IP address,
subnet mask, and ISP gateway address� This information is available from your ISP or on the paperwork that your ISP left with you� Type in your
information, then click “Apply Changes” (4)� After you apply the changes, the Internet Status indicator will read “connected” if your Router is set
up properly�
(1)
(2)
(4)
(3)

29
Enhanced Wireless Router
SECTIONSTable of Contents 1234 6789105
ALTERNATE SETUP METHOD
Setting your ISP Connection Type to PPPoE
Most DSL providers use PPPoE as the connection type� If you use a DSL modem to connect to the Internet, your ISP may use PPPoE to log you into
the service� If you have an Internet connection in your home or small office that doesn’t require a modem, you may also use PPPoE�
Your connection type is PPPoE if:
- Your ISP gave you a user name and password, which is required to
connect to the Internet�
- Your ISP gave you software such as WinPOET or Enternet300 that
you use to connect to the Internet�
- You have to double-click on a desktop icon other than your
browser to get on the Internet�
(1)
(2)
(4)
(3)
(5)
(6)

30
Enhanced Wireless Router
SECTIONSTable of Contents 1234 6789105
ALTERNATE SETUP METHOD
1. User Name
This space is provided to type in your user name that was assigned by
your ISP�
2. Password
Type in your password and retype it into the “Retype Password” box to
confirm it�
3. Service Name
A service name is rarely required by an ISP� If you are not sure if your
ISP requires a service name, leave this blank�
4. IP Assigned by ISP
If your ISP provided you with a specific IP address, select “Yes” and
enter your IP address and subnet mask in the fields that appear�
5. MTU
The MTU setting should never be changed unless your ISP gives you
a specific MTU setting� Making changes to the MTU setting can cause
problems with your Internet connection including disconnection from the
Internet, slow Internet access, and problems with Internet applications
working properly�
6. Disconnect after X...
The “Disconnect” feature is used to automatically disconnect the Router
from your ISP when there is no activity for a specified period of time� For
instance, placing a check mark next to this option and entering “5” into
the minute field will cause the Router to disconnect from the Internet
after five minutes of no Internet activity� This option should be used if
you pay for your Internet service by the minute�

31
Enhanced Wireless Router
SECTIONSTable of Contents 1234 6789105
ALTERNATE SETUP METHOD
Setting your Internet Service Provider (ISP) Connection Type to Point-to-Point Tunneling Protocol (PPTP)
[European Countries Only]
Some ISPs require a connection using PPTP protocol, a type of
connection most common in European countries� This sets up a direct
connection to the ISP’s system� Type in the information provided by
your ISP in the space provided� When you have finished, click “Apply
Changes” (7)� After you apply the changes, the Internet Status indicator
will read “Connected” if your Router is set up properly�
(1)
(2)
(3)
(5)
(7)
(6)
(4)

32
Enhanced Wireless Router
SECTIONSTable of Contents 1234 6789105
ALTERNATE SETUP METHOD
1. PPTP Account
Provided by your ISP� Enter your PPTP User ID here�
2. PPTP Password
Type in your password and retype it into the “Retype Password” box to
confirm it�
3. Host Name
Provided by your ISP� Enter your host name here�
4. Service IP Address
Provided by your ISP� Enter your PPTP gateway/service IP
address here�
5. IP Assigned by ISP
If your ISP provided you with a specific IP address, select “Yes” and
enter your IP address and subnet mask in the fields that appear�
6. Connection ID (Optional)
Provided by your ISP� Enter the connection ID here�

33
Enhanced Wireless Router
SECTIONSTable of Contents 1234 6789105
ALTERNATE SETUP METHOD
Setting your Internet Service Provider (ISP) Connection Type to Layer 2 Tunneling Protocol (L2TP)
[Israel Only]� Some ISPs require a connection using L2TP protocol, a type of connection most common in Israel� This sets up a direct connection to
the ISP’s system� Type in the information provided by your ISP in the space provided� When you have finished, click “Apply Changes” (7)� After you
apply the changes, the “Internet Status” indicator will read “Connection OK” if your Router is set up properly�
1. L2TP Account
Provided by your ISP� Enter your L2TP User ID here�
2. L2TP Password
Type in your password and retype it into the “Retype Password” box to
confirm it�
3. Host Name
Provided by your ISP� Enter your host name here�
4. Service IP Address
Provided by your ISP� Enter your L2TP gateway/service IP address here�
5. IP Assigned by ISP
If your ISP provided you with a specific IP address, select “Yes” and
enter your IP address and subnet mask in the fields that appear�
6. Disconnect after X minutes…
This feature is used to automatically disconnect the Router from your
ISP when there is no activity for a specified period of time� For instance,
placing a check mark next to this option and entering “5” into the minute
field will cause the Router to disconnect from the Internet after five
minutes of no Internet activity� This option should be used if you pay for
your Internet service by the minute�
(1)
(2)
(4)
(3)
(5)
(6) (7)

34
Enhanced Wireless Router
SECTIONSTable of Contents 1234 6789105
ALTERNATE SETUP METHOD
Setting Custom Domain Name Server (DNS) Settings
A “Domain Name Server” is a server located on the Internet that
translates Universal Resource Locators (URLs) like “www�belkin�com”
into IP addresses� Many Internet Service Providers (ISPs) do not require
you to enter this information into the Router� The “Automatic from ISP”
(1) box should be checked if your ISP did not give you a specific DNS
address� If you are using a static IP connection type, then you may
need to enter a specific DNS address and secondary DNS address for
your connection to work properly� If your connection type is dynamic or
PPPoE, it is likely that you do not have to enter a DNS address� Leave
the “Automatic from ISP” box checked� To enter the DNS address
settings, uncheck the “Automatic from ISP” box and enter your DNS
entries in the spaces provided� Click “Apply Changes” (2) to save
the settings�
(1)
(2)
Setting your Connection Type if You Are a Telstra® BigPond/
OptusNet Cable User [Australia Only]
Follow the on-screen steps and click “Apply Changes” to complete
your setup�

35
Enhanced Wireless Router
SECTIONSTable of Contents 1234 6789105
ALTERNATE SETUP METHOD
Configuring your WAN Media Access Controller (MAC) Address
All network components including cards, adapters, and routers, have
a unique “serial number” called a MAC address� Your Internet Service
Provider (ISP) may record the MAC address of your computer’s adapter
and only let that particular computer connect to the Internet service�
When you install the Router, its own MAC address will be “seen” by the
ISP and may cause the connection not to work� Belkin has provided
the ability to clone (copy) the MAC address of the computer into the
Router� This MAC address, in turn, will be seen by the ISP’s system as
the original MAC address and will allow the connection to work� If you
are not sure whether your ISP needs to see the original MAC address,
simply clone the MAC address of the computer that was originally
connected to the modem� Cloning the address will not cause any
problems with your network�
Cloning your MAC Address
To clone your MAC address, make sure that you are using the computer
that was ORIGINALLY CONNECTED to your modem before the Router
was installed� Click the “Clone” button (1)� Click “Apply Changes” (3)�
Your MAC address is now cloned to the Router�
Entering a Specific MAC Address
In certain circumstances you may need a specific WAN MAC address�
You can manually enter one in the “MAC Address” page� Type in a MAC
address in the spaces provided (2) and click “Apply Changes” (3) to
save the changes� The Router’s WAN MAC address will now be changed
to the MAC address you specified�
(1)
(2)
(3)

36
Enhanced Wireless Router
SECTIONSTable of Contents 12345 78910
USING THE WEB-BASED ADVANCED USER INTERFACE
6
Using your Internet browser, you can access the Router’s Web-Based
Advanced User Interface� In your browser, type “192�168�2�1” (do
not type in anything else such as “http://” or “www”) then press the
“Enter” key�
You will see the Router’s home page in your browser window�
Viewing the LAN Settings
Clicking on the header of the “LAN Setup” tab (1) will take you its header
page� A quick description of the functions can be found here� To view
the settings or make changes to any of the LAN settings, click on “LAN
Settings” (2), or to view the list of connected computers, click on “DHCP
Client List” (3)�
(2)
(1)
(3)

37
Enhanced Wireless Router
SECTIONSTable of Contents 12345 789106
USING THE WEB-BASED ADVANCED USER INTERFACE
1. IP Address
The “IP address” is the internal IP address of the Router� The default IP
address is “192�168�2�1”� To access the advanced setup interface, type
this IP address into the address bar of your browser� This address can
be changed if needed� To change the IP address, type in the new IP
address and click “Apply Changes”� The IP address you choose should
be a non-routable IP� Examples of a non-routable IP are:
192�168�x�x (where x is anything between 1 and 254)
10�x�x�x (where x is anything between 1 and 254)
172�y�x�x (where x is anything between 1 and 254 and y is anything
between 16 and 31)
2. Subnet Mask
There is no need to change the subnet mask� This is a unique, advanced
feature of your Belkin Router� It is possible to change the subnet mask
if necessary; however, do NOT make changes to the subnet mask
unless you have a specific reason to do so� The default setting is
“255�255�255�0”�
Changing LAN Settings
All settings for the internal LAN setup of the Router can be viewed and changed here�
(1)
(2)
(5)
(6)
(3)
(4)

38
Enhanced Wireless Router
SECTIONSTable of Contents 12345 789106
USING THE WEB-BASED ADVANCED USER INTERFACE
3. DHCP Server
The DHCP server function makes setting up a network very easy by
assigning IP addresses to each computer on the network automatically�
The default setting is “On”� The DHCP server can be turned OFF if
necessary; however, in order to do so you must manually set a static
IP address for each computer on your network� To turn off the DHCP
server, select “Off” and click “Apply Changes”�
4. IP Pool
The range of IP addresses set aside for dynamic assignment to the
computers on your network� The default is 2–100 (99 computers)� If you
want to change this number, you can do so by entering a new starting
and ending IP address and clicking on “Apply Changes”� The DHCP
server can assign 100 IP addresses automatically� This means that
you cannot specify an IP address pool larger than 100 computers� For
example, starting at 50 means you have to end at 150 or lower so as not
to exceed the 100-client limit� The starting IP address must be lower in
number than the ending IP address�
5. Lease Time
The length of time the DHCP server will reserve the IP address for each
computer� We recommend that you leave the lease time set to “Forever”�
The default setting is “Forever”, meaning that any time a computer is
assigned an IP address by the DHCP server, the IP address will not
change for that particular computer� Setting lease times for shorter
intervals such as one day or one hour frees IP addresses after the
specified period of time� This also means that a particular computer’s
IP address may change over time� If you have set any of the other
advanced features of the Router such as DMZ or client IP filters, these
are dependent on the IP address� For this reason, you will not want the
IP address to change�
6. Local Domain Name
The default setting is “Belkin”� You can set a local domain name
(network name) for your network� There is no need to change this setting
unless you have a specific advanced need to do so� You can name the
network anything you want such as “MY NETWORK”�

39
Enhanced Wireless Router
SECTIONSTable of Contents 12345 789106
USING THE WEB-BASED ADVANCED USER INTERFACE
Viewing the DHCP Client List Page
You can view a list of the computers (known as clients), which are
connected to your network� You are able to view the IP address (1) of the
computer, the host name (2) (if the computer has been assigned one),
and the MAC address (3) of the computer’s network interface card (NIC)�
Pressing the “Refresh” (4) button will update the list� If there have been
any changes, the list will be updated�
(1)
(2)
(3)
(4)

40
Enhanced Wireless Router
SECTIONSTable of Contents 12345 789106
USING THE WEB-BASED ADVANCED USER INTERFACE
Configuring the Wireless Network Settings
The “Wireless” tab lets you make changes to the wireless network settings� From this tab you can make changes to the wireless network name or
Service Set Identifier (SSID), operating channel, encryption security settings, and configure the Router to be used as an access point�
Changing the Wireless Network Name (SSID)
To identify your wireless network, a name called the SSID is used�
The SSID is your network name� The default network name of the
Router is “Belkin_XXXXXX”; the XXXXXX represent six digits that
are unique to your Router� Your network name will look something
like “Belkin_123456”� You can change this to anything you choose, or
you can leave it unchanged� Keep in mind, if you decide to change
your wireless network name, and there are other wireless networks
operating in your area, your network name needs to be different from
other wireless networks that may be operating in your area� To change
the SSID, type in the SSID that you want to use in the SSID field (1)
and click “Apply Changes” (2)� The change is immediate� If you make a
change to the SSID, your wireless-equipped computers may also need
to be reconfigured to connect to your new network name� Refer to the
documentation of your wireless network adapter for information on
making this change�
Note: Please periodically check for new Router firmware updates
from the “Utilities > Firmware update” page� Newer firmware can fix
problems, add wireless features, and/or improve wireless performance
(see page 64)�
(1)
(2)

41
Enhanced Wireless Router
SECTIONSTable of Contents 12345 789106
USING THE WEB-BASED ADVANCED USER INTERFACE
Changing the Wireless Channel
There are a number of operating channels from which you can choose—
in the United States, there are 11 and in the United Kingdom (and most
of Europe), there are 13� In a small number of other countries, there are
other channel requirements� Your Router is configured to operate on the
proper channels for the country in which you reside� The channel can
be changed if needed� If there are other wireless networks operating in
your area, your network should be set to operate on a channel that is
different than the other wireless networks�
Extension Channel
The 802�11n draft specification allows the use of a secondary channel
to double the bandwidth (see “Using the Bandwidth Switch” on the
next page)� An appropriate extension channel will be displayed when
operating in 40MHz mode (see “Using the Wireless Mode Switch”
below)� The channel can be changed if needed�
Using the Wireless Mode Switch
This switch allows you to set the Router’s wireless modes� There are
several modes�
Note: Some modes may require firmware updates to be enabled�
1) Off
This mode will turn OFF the Router’s access point, so no wireless
devices can join the network� Turning off the wireless function of your
Router is a great way to secure your network when you are away from
home for a long period of time, or don’t want to use the wireless feature
of the Router at a certain time�
2) 802.11g only
Setting the Router to this mode will allow only 802�11g-compliant
devices to join the network, keeping out any slower 802�11b devices�
3) 1x1 802.11n
Setting the Router to this mode will allow only 802�11n-compliant
devices to join the network, keeping out any slower 802�11b/g devices�
4) 802.11b & 802.11g & 1x1 802.11n
Setting the Router to this mode will allow 802�11b-, 802�11g-, and
802�11n-compliant devices to join the network�

42
Enhanced Wireless Router
SECTIONSTable of Contents 12345 789106
USING THE WEB-BASED ADVANCED USER INTERFACE
Using the Broadcast SSID Feature
Note: This advanced feature should be employed by advanced users
only� For security, you can choose not to broadcast your network’s
SSID� Doing so will keep your network name hidden from computers
that are scanning for the presence of wireless networks� To turn off
the broadcast of the SSID, remove the check mark from the box next
to “Broadcast SSID”, and then click “Apply Changes”� The change is
immediate� Each computer now needs to be set to connect to your
specific SSID; an SSID of “ANY” will no longer be accepted� Refer to
the documentation of your wireless network adapter for information on
making this change�
Protected Mode Switch
Protected mode ensures proper operation of 802�11g devices on
your Enhanced network when 802�11b devices are present or when
there is heavy 802�11b traffic in the operating environment� If you
are using a mix of Belkin Enhanced Wireless Cards and 802�11b or
802�11g cards on your network, protected mode should be used� If you
are in an environment where there is no other (or very little) 802�11b
wireless network traffic, best 802�11g performance may be achieved
with protected mode OFF� If you are operating in an environment with
HEAVY 802�11b traffic or interference, best 802�11g performance may be
achieved with protected mode ON� Wireless Enhanced performance is
not affected by this setting�
Using the Bandwidth Switch
This switch allows you to set the Router’s wireless bandwidth modes�
There are several modes available:
1) 20MHz only
Setting the Router to this mode allows only 20MHz operation� This
mode is compatible with draft 802�11n-, 802�11g-, and 802�11b-compliant
devices, but will limit draft 802�11n-compliant devices’ bandwidth by
half� Reducing bandwidth to 20MHz-only operation might solve some
wireless problems�
2) 20MHz/40MHz Auto
Setting the Router to this mode allows it to switch automatically
between 20MHz and 40MHz operation� This mode enables 40MHz
operation, to maximize speed for draft 802�11n-compliant devices when
conditions permit� When a legacy 802�11g access point is presented
and occupies an adjacent secondary channel, the Router automatically
reverts to 20MHz operation to maximize compatibility� We recommend
using this as the default mode�
802.11e/WMM QoS Switch
Allows you to turn ON or OFF wireless QoS�

43
Enhanced Wireless Router
SECTIONSTable of Contents 12345 789106
USING THE WEB-BASED ADVANCED USER INTERFACE
Changing the Wireless Security Settings
Your Enhanced Wireless Router is equipped with the latest security
standard called Wi-Fi Protected Access™ 2 (WPA2™) and the legacy
security standard called Wired Equivalent Privacy (WEP)� Your Router
also supports the Wi-Fi Protected Setup™ (WPS) specification,
which simplifies the setup of a wireless network� WPS uses familiar
methodologies, such as typing in a Personal Identification Number (PIN)
or pushing a button, to enable users to automatically configure network
names and strong WPA™/WPA2 data encryption and authentication� By
default, wireless security is disabled� To enable security, you will need
to determine which standard you want to use� To access the security
settings, click “Security” on the “Wireless” tab�
Using Wi-Fi Protected Setup
WPS recommends that you set up WPA/WPA2 (described on page 46)
as your wireless security� WPS does not provide additional security, but
rather, simplifies the addition of wireless devices to your wireless network�
You may use either the Push Button Configuration (PBC) method or PIN
method to allow a device access to your wireless network�
PBC: Push and hold the WPS button located on the front of your Router
for three seconds and the security LED will flash, indicating that WPS
has been initiated� Then, initiate WPS on the client device within two
minutes� (Refer to your client’s documentation on this procedure�) The
wireless device and Router will automatically exchange a security key
and establish a secure connection�
PIN: The client device has a WPS PIN number (eight digits) that will be
provided to you when you initiate the connection to the Router� Enable
WPS through the screen illustrated on the next page� Enter the client’s
PIN into the Router’s internal registrar (accessed through this screen)�
The client will be securely enrolled into your wireless network within
two minutes�

44
Enhanced Wireless Router
SECTIONSTable of Contents 12345 789106
USING THE WEB-BASED ADVANCED USER INTERFACE
1. Wi-Fi Protected Setup (WPS): Enabled or Disabled�
2. Personal Identification Number (PIN) Method: In this method, a
wireless client wishing to access your network must supply a 4- or
8-digit PIN to the Router� After clicking “Enroll”, you must start
WPS from the client within two minutes�
3. Router PIN: If an external registrar is available, you may enter in the
Router’s PIN to the registrar� Click “Generate New PIN” to change
the PIN from the default value� Click “Restore Default PIN” to reset
the PIN value�
4. Push Button Configuration (PBC) Method: PBC is an alternate
method to connect to a WPS network� Push the WPS button
located on the front of the Router for three seconds, and then
initiate the PBC on the client device� Alternatively, push the “Start
PBC” soft button to start this process�
5. Manual Configuration Method: This section lists the default security
settings to be set up if not using WPS�

45
Enhanced Wireless Router
SECTIONSTable of Contents 12345 789106
USING THE WEB-BASED ADVANCED USER INTERFACE
WPA2 Requirements
IMPORTANT: In order to use WPA2 security, all your computers and wireless client adapters must be upgraded with patches, driver, and client
utility software that supported WPA2� At the time of this User Manual’s publication, a couple security patches are available, for free download, from
Microsoft®� These patches work only with the Windows XP operating system� Other operating systems are not supported at this time�
For Windows XP computers that do not have Service Pack 2 (SP2), a file from Microsoft called “Windows XP Support Patch for Wireless
Protected Access (KB 826942)” is available for free download at http://support�microsoft�com/kb/826942
For Windows XP with Service Pack 2, Microsoft has released a free download to update the wireless client components to support WPA2
(KB971021)� The update is available from: http://support�microsoft�com/kb/917021
IMPORTANT: You also need to ensure that all your wireless client cards/adapters support WPA2, and that you have downloaded and installed the
latest driver� Most of the Belkin wireless cards have driver updates available for download from the Belkin support site: www�belkin�com/networking�

46
Enhanced Wireless Router
SECTIONSTable of Contents 12345 789106
USING THE WEB-BASED ADVANCED USER INTERFACE
Setting WPA/WPA2 Encryption
Like WPA security, WPA2 is available in both WPA2-Personal (PSK) mode and WPA2-Enterprise (RADIUS) mode� Typically, WPA2-Personal (PSK) is
the mode that will be used in a home environment, while WPA2-Enterprise (RADIUS) is implemented in a business environment where an external
radius server distributes the network key to the clients automatically� Your Router supports WPA2-Personal (PSK)�
IMPORTANT: Make sure your wireless computers are updated to work
with WPA2 and have the correct settings to get proper connection to
the Router�
1. After you’ve set up your Router, go to the “Security” under
“Wireless” and select “WPA/WPA2-Personal (PSK)” from the
“Security Mode” drop-down menu (1)�
2. For “Authentication”, select “WPA-PSK”, “WPA2-PSK”, or “WPA-
PSK + WPA2-PSK” (2)� This setting will have to be identical on the
wireless clients that you set up� “WPA-PSK + WPA2-PSK” mode
will allow the Router to support clients running either WPA or
WPA2 security�
3. Enter your pre-shared key (PSK) (3)� This can be from eight to 63
characters and can be letters, numbers, or symbols� This same
key must be used on all of the wireless clients that you set up� For
example, your PSK might be something like: “Smith family network
key”� Click “Apply Changes” (4) to finish� You must now set all
wireless clients to match these settings�
(1)
(2)
(3)
(4)

47
Enhanced Wireless Router
SECTIONSTable of Contents 12345 789106
USING THE WEB-BASED ADVANCED USER INTERFACE
Setting WEP Encryption
Note to Mac users: The “Passphrase” option will not operate with Apple® AirPort®� To configure encryption for your Mac computer, set the encryption
using the manual method described in the next section�
1. Select “128-bit WEP” or “64-bit WEP” from the drop-down menu�
2. After selecting your WEP encryption mode, you can enter you
WEP key manually by typing in the hex WEP key manually, or
you can type a passphrase in the “PassPhrase” field and click
“Generate” to create a WEP key from the passphrase� Click “Apply
Changes” to finish� You must now set all of your clients to match
these settings�
3. Encryption in the Router is now set� Each of your computers on
your wireless network will now need to be configured with the
same passphrase� Refer to the documentation of your wireless
network adapter for information on making this change�

48
Enhanced Wireless Router
SECTIONSTable of Contents 12345 789106
USING THE WEB-BASED ADVANCED USER INTERFACE
Using a Hexadecimal Key
A hexadecimal key is a mixture of numbers and letters from A–F and
0–9� 64-bit keys are 10 digits long and can be divided into five two-digit
numbers� 128-bit keys are 26 digits long and can be divided into 13
two-digit numbers�
For instance:
AF 0F 4B C3 D4 = 64-bit key
C3 03 0F AF 0F 4B B2 C3 D4 4B C3 D4 E7 = 128-bit key
In the boxes below, make up your key by writing in two characters
between A–F and 0–9� You will use this key to program the encryption
settings on your Router and your wireless computers�
Note to Mac users: Original Apple AirPort products support 64-bit
encryption only� Apple AirPort 2 products can support 64-bit or 128-bit
encryption� Please check your product to see which version you are
using� If you cannot configure your network with 128-bit encryption, try
64-bit encryption�

49
Enhanced Wireless Router
SECTIONSTable of Contents 12345 789106
USING THE WEB-BASED ADVANCED USER INTERFACE
Using the Access Point Mode
Note: This advanced feature should be employed by advanced users only� The Router can be configured to work as a wireless network access point�
Using this mode will defeat the NAT IP sharing feature and DHCP server� In AP mode, the Router will need to be configured with an IP address that is
in the same subnet as the rest of the network that you will bridge to� The default IP address is 192�168�2�254 and subnet mask is 255�255�255�0� These
can be customized for your need�
1. Enable the AP mode my selecting “Enable” in the “Use as Access
Point only” page� When you select this option, you will be able to
change the IP settings�
2. Set your IP settings to match your network� Click “Apply Changes”�
3. Connect a cable from the WAN port on the Router to your
existing network�
The Router is now acting as an access point� To access the Router
advanced user interface again, type the IP address you specified into
your browser’s navigation bar� You can set the encryption settings, MAC
address filtering, SSID, and channel normally�

50
Enhanced Wireless Router
SECTIONSTable of Contents 12345 789106
USING THE WEB-BASED ADVANCED USER INTERFACE
Setting MAC Address Control
The MAC address filter is a powerful security feature that allows you to specify which computers are allowed on the wireless network� Note: This list
applies only to wireless computers� This list can be configured so any computer attempting to access the wireless network that is not specified in the
filter list will be denied access� When you enable this feature, you must enter the MAC address of each client (computer) to which you want to allow
network access� The “Block” feature lets you turn on and off access to the network easily for any computer without having to add and remove the
computer’s MAC address from the list�
Setting up an Allow Access List
1. Select the “Allow” radio button (1) to begin setting up a list of
computers allowed to connect to the wireless network�
2. Next, in the “MAC Address” field that is blank (3), type in the MAC
address of the wireless computer you want to be able to access
the wireless network, then click “<<Add” (4)�
3. Continue to do this until all of the computers you want to add have
been entered�
4. Click “Apply Changes” (5) to finish�
(1)
(2)
(3)
(5)
(4)

51
Enhanced Wireless Router
SECTIONSTable of Contents 12345 789106
USING THE WEB-BASED ADVANCED USER INTERFACE
Setting up a Deny Access List
The “Deny Access” list lets you specify computers that you DO NOT want to access the network� Any computer in the list will not be allowed access
to the wireless network� All others will�
(1)
(2)
(3)
(5)
(4)
1. Select the “Deny” radio button (2) to begin setting up a list of
computers to be denied access to the wireless network�
2. Next, in the “MAC Address” field that is blank (3), type in the MAC
address of the wireless computer you want to deny access to the
wireless network, then click “<<Add” (4)�
3. Continue to do this until all of the computers you want to deny
access to have been entered�
4. Click “Apply Changes” (5) to finish�

52
Enhanced Wireless Router
SECTIONSTable of Contents 12345 789106
USING THE WEB-BASED ADVANCED USER INTERFACE
Configuring the Firewall
Your Router is equipped with a firewall that will protect your network
from a wide array of common hacker attacks including:
• IP Spoofing
• Land Attack Ping of Death (PoD)
• Denial of Service (DoS)
• IP with zero length
• Smurf Attack
• TCP Null Scan
• SYN flood
• UDP flooding
• Tear Drop Attack
• ICMP defect
• RIP defect
• Fragment flooding
The firewall also masks common ports that are frequently used to
attack networks� These ports appear to be “stealth” meaning that for
all intents and purposes, they do not exist to a would-be hacker� You
can turn the firewall function off if needed; however, it is recommended
that you leave the firewall enabled� Disabling the firewall protection will
not leave your network completely vulnerable to hacker attacks, but it is
recommended that you leave the firewall enabled�

53
Enhanced Wireless Router
SECTIONSTable of Contents 12345 789106
USING THE WEB-BASED ADVANCED USER INTERFACE
Configuring Internal Forwarding Settings
The Virtual Servers function will allow you to route external (Internet)
calls for services such as a web server (port 80), FTP server (Port 21), or
other applications through your Router to your internal network� Since
your internal computers are protected by a firewall, computers outside
your network (over the Internet) cannot get to them because they cannot
be “seen”� A list of common applications has been provided in case you
need to configure the Virtual Server function for a specific application�
If your application is not listed, you will need to contact the application
vendor to find out which port settings you need�
Choosing an Application
Select your application from the drop-down list� Click “Add”� The
settings will be transferred to the next available space in the screen�
Click “Apply Changes” to save the setting for that application� To remove
an application, select the number of the row that you want to remove
then click “Clear”�
Manually Entering Settings into the Virtual Server
To manually enter settings, enter the IP address in the space provided
for the internal (server) machine, the port(s) required to pass (use a
comma between multiple ports), select the port type (TCP or UDP),
and click “Apply Changes”� You can only pass one port per internal IP
address� Opening ports in your firewall can pose a security risk� You can
enable and disable settings very quickly� It is recommended that you
disable the settings when you are not using a specific application�

54
Enhanced Wireless Router
SECTIONSTable of Contents 12345 789106
USING THE WEB-BASED ADVANCED USER INTERFACE
Setting Client IP Filters
The Router can be configured to restrict access to the Internet, email, or
other network services at specific days and times� Restriction can be set
for a single computer, a range of computers, or multiple computers�
To restrict Internet access to a single computer for example, enter the
IP address of the computer you wish to restrict access to in the IP fields
(1)� Next, enter “80” in both the port fields (2)� Select “Both” (3)� Select
“Block” (4)� You can also select “Always” to block access all of the time�
Select the day to start on top (5), the time to start on top (6), the day to
end on the bottom (7), and the time to stop (8) on the bottom� Select
“Enable” (9)� Click “Apply Changes”� The computer at the IP address
you specified will now be blocked from Internet access at the times you
specified� Note: Be sure you have selected the correct time zone under
“Utilities> System Settings> Time Zone”�
(3)(2)(1) (4) (7)
(5)
(8)
(6)
(9)

55
Enhanced Wireless Router
SECTIONSTable of Contents 12345 789106
USING THE WEB-BASED ADVANCED USER INTERFACE
Enabling the Demilitarized Zone (DMZ)
The DMZ feature allows you to specify one computer on your network to be placed outside of the firewall� This may be necessary if the firewall is
causing problems with an application such as a game or video conferencing application� Use this feature on a temporary basis� The computer in the
DMZ is NOT protected from hacker attacks�
To put a computer in the DMZ, enter the last digits of its IP address in
the IP field and select “Enable”� Click “Apply Changes” for the change
to take effect� If you are using multiple static WAN IP addresses, it is
possible to select which WAN IP address the DMZ host will be directed
to� Type in the WAN IP address you wish the DMZ host to direct to, enter
the last two digits of the IP address of the DMZ host computer, select
“Enable” and click “Apply Changes”�

56
Enhanced Wireless Router
SECTIONSTable of Contents 12345 789106
USING THE WEB-BASED ADVANCED USER INTERFACE
Using Dynamic DNS
The Dynamic DNS service allows you to alias a dynamic IP address to a static host name in any of the many domains DynDNS�org offers, allowing
your network computers to be more easily accessed from various locations on the Internet� DynDNS�org provides this service, for up to five host
names, free to the Internet community�
The Dynamic DNSSM service is ideal for a home website, file server, or to make it easy to access your home PC and stored files while you’re at work�
Using the service can ensure that your host name always points to your IP address, no matter how often your ISP changes it� When your IP address
changes, your friends and associates can always locate you by visiting yourname�dyndns�org instead!
To register free for your Dynamic DNS host name, please visit http://www�dyndns�org�
Setting up the Router’s Dynamic DNS Update Client
You must register with DynDNS�org’s free update service before using
this feature� Once you have your registration, follow the directions below
1. Select DynDNS as the “DDNS Service” (1)�
2. Enter your DynDNS�org user name in the “User Name” field (2)�
3. Enter your DynDNS�org password in the “Password” field (3)�
4. Enter the DynDNS�org domain name you set up with DynDNS�org
in the “Domain Name” field (4)�
5. Click “Update Dynamic DNS” (5) to update your IP address�
Whenever your IP address assigned by your ISP changes, the Router will
automatically update DynDNS�org’s servers with your new IP address�
You can also do this manually by clicking the “Update Dynamic DNS”
button (5)�
(1)
(2)
(3)
(4)
(5)

57
Enhanced Wireless Router
SECTIONSTable of Contents 12345 789106
USING THE WEB-BASED ADVANCED USER INTERFACE
Blocking an ICMP Ping
Computer hackers use what is known as “pinging” to find potential
victims on the Internet� By pinging a specific IP address and receiving a
response from the IP address, a hacker can determine that something
of interest might be there� The Router can be set up so it will not
respond to an ICMP ping from the outside� This heightens your Router’s
security level�
Utilities
The “Utilities” screen lets you manage different parameters of the Router
and perform certain administrative functions�
To turn off the ping response, select “Block ICMP Ping” (1) and click
“Apply Changes”� The Router will not respond to an ICMP ping�
(1)

58
Enhanced Wireless Router
SECTIONSTable of Contents 12345 789106
USING THE WEB-BASED ADVANCED USER INTERFACE
Restarting the Router
Sometimes it may be necessary to restart or reboot the Router if it
begins working improperly� Restarting or rebooting the Router will NOT
delete any of your configuration settings�
Restarting the Router to Restore Normal Operation
1. Click the “Restart Router” button�
2. The following message will appear� Click “OK”�
3. The following message will appear� Restarting the Router can take
up to 60 seconds� It is important not to turn off the power to the
Router during the restart�
4. A 60-second countdown will appear on the screen� When the
countdown reaches zero, the Router will be restarted� The Router
home page should appear automatically� If not, type in the
Router’s address (default = 192�168�2�1) into the navigation bar of
your browser�

59
Enhanced Wireless Router
SECTIONSTab le of C o nt en t s 12345 789106
USING THE WEB-BASED ADVANCED USER INTERFACE
Restoring Factory Default Settings
Using this option will restore all of the settings in the Router to the
factory (default) settings. It is recommended that you back up your
settings before you restore all of the defaults.
4. A 60-second countdown will appear on the screen. When the
countdown reaches zero, the Router’s defaults will be restored. The
Router home page should appear automatically. If it does not, type
in the Router’s address (default = 192.168.2.1) into the navigation
bar of your browser.
3. The following message will appear. Restoring the defaults includes
restarting the Router. It can take up to 60 seconds. It is important
not to turn the power to the Router off during the restart.
2. The following message will
appear. Click “OK”.
1. Click the “Restore Defaults” button.

60
Enhanced Wireless Router
SECTIONSTable of Contents 12345 789106
USING THE WEB-BASED ADVANCED USER INTERFACE
Saving a Current Configuration
You can save your current configuration by using this feature� Saving
your configuration will allow you to restore it later if your settings are
lost or changed� It is recommended that you back up your current
configuration before performing a firmware update�
1. Click “Save”� A window
called “File Download” will
open� Click “Save”�

61
Enhanced Wireless Router
SECTIONSTable of Contents 12345 789106
USING THE WEB-BASED ADVANCED USER INTERFACE
2. A window will open that allows you to select the location where you
want to save the configuration file� Select a location� You can name
the file anything you want, or use the default name “user�conf”� Be
sure to name the file so you can locate it yourself later� When you
have selected the location and name of the file, click “Save”�
3. When the save is complete,
you will see the window
below� Click “Close”�
The configuration is now saved�

62
Enhanced Wireless Router
SECTIONSTable of Contents 12345 789106
USING THE WEB-BASED ADVANCED USER INTERFACE
Restoring a Previous Configuration
This option will allow you to restore a previously saved configuration� 1. Click “Browse”� A window will open that allows you to select the
location of the configuration file� All configuration files end with
a “�conf”� Locate the configuration file you want to restore and
double-click on it�

63
Enhanced Wireless Router
SECTIONSTable of Contents 12345 789106
USING THE WEB-BASED ADVANCED USER INTERFACE
2. You will be asked if you
want to continue� Click
“OK”�
3. A reminder window will
appear� It will take up
to 60 seconds for the
configuration restoration to
complete� Click “OK”�
4. A 60-second countdown will appear on the screen� When the
countdown reaches zero, the Router’s configuration will be
restored� The Router’s home page should appear automatically�
If not, type in the Router’s address (default = 192�168�2�1) into the
navigation bar of your browser�

64
Enhanced Wireless Router
SECTIONSTab le of C o nt en t s 12345 789106
USING THE WEB-BASED ADVANCED USER INTERFACE
Updating the Firmware
From time to time, Belkin may release new versions of the Router’s firmware. Firmware updates contain feature improvements and fixes to problems
that may have existed. When Belkin releases new firmware, you can download the firmware from the Belkin update website and update your Router’s
firmware to the latest version.
Downloading a New Version
of Firmware
If you click the “Check Firmware”
button and a new version of
firmware is available, you will see
a screen similar to the one here:
Checking for a New Version of Firmware
The “Check Firmware” (1) button allows you to instantly check for a new
version of firmware. When you click the button, a new browser window
will appear informing you that either no new firmware is available or that
there is a new version available. If a new version is available, you will
have the option to download it.
(1)

65
Enhanced Wireless Router
SECTIONSTable of Contents 12345 789106
USING THE WEB-BASED ADVANCED USER INTERFACE
1. To download the new version of firmware, click “Download”�
2. A window will open that allows you to select the location where you
want to save the firmware file� Select a location� You can name the
file anything you want, or use the default name� Be sure to locate
the file in a place where you can locate it yourself later� When you
have selected the location, click “Save”�
3. When the save is complete, you will see the following window�
Click “Close”�
The download of the firmware is complete� To update the firmware,
follow the next steps in “Updating the Router’s Firmware”�

66
Enhanced Wireless Router
SECTIONSTable of Contents 12345 789106
USING THE WEB-BASED ADVANCED USER INTERFACE
Updating the Router’s Firmware
1. In the “Firmware Update” page, click “Browse”� A window will open
that allows you to select the location of the firmware update file�
2. Browse to the firmware file you downloaded� Select the file by
double-clicking on the file name�

67
Enhanced Wireless Router
SECTIONSTable of Contents 12345 789106
USING THE WEB-BASED ADVANCED USER INTERFACE
3. The “Update Firmware” box will now display the location and name
of the firmware file you just selected� Click “Update”�
4. You will be asked if you are
sure you want to continue�
Click “OK”�
5. You will see one more message� This message tells you that the
Router may not respond for as long as one minute as the firmware
is loaded into the Router and the Router is rebooted� Click “OK”�
6. A 60-second countdown will appear on the screen� When the
countdown reaches zero, the Router firmware update will be
complete� The Router home page should appear automatically� If
not, type in the Router’s address (default = 192�168�2�1) into the
navigation bar of your browser�

68
Enhanced Wireless Router
SECTIONSTable of Contents 12345 789106
USING THE WEB-BASED ADVANCED USER INTERFACE
Changing the Login Time-Out Setting
The login time-out option allows you to set the period of time that you
can be logged into the Router’s advanced setup interface� The timer
starts when there has been no activity� For example, imagine you have
made some changes in the advanced setup interface, then left your
computer alone without clicking “Logout”� Assuming the time-out is set
to 10 minutes, 10 minutes after you leave, the login session will expire�
You will have to log into the Router again to make any more changes�
The login time-out option is for security purposes and the default is set
to 10 minutes� Note: Only one computer can be logged into the Router’s
advanced setup interface at one time�
Setting or Changing the Administrator Password
The Router ships with NO password entered� If you wish to add a
password for greater security, you can set a password here� Write down
your password and keep it in a safe place, as you will need it if you need
to log into the Router in the future� It is also recommended that you
set a password if you plan to use the remote management feature of
your Router�
Changing System Settings
The “System Settings” page is where you can enter a new administrator
password, set the time zone, enable remote management, and turn on
and off the NAT function of the Router�

69
Enhanced Wireless Router
SECTIONSTable of Contents 12345 789106
USING THE WEB-BASED ADVANCED USER INTERFACE
Setting the Time and Time Zone
The Router keeps time by connecting to a Simple Network Time
Protocol (SNTP) server� This allows the Router to synchronize the system
clock to the global Internet� The synchronized clock in the Router is
used to record the security log and control client filtering� Select the
time zone that you reside in� You have the option to select a primary and
a backup NTP server to keep your Router’s clock synchronized� Select
your desired NPT server from the drop-down box, or simply keep it
as is�
If you reside in an area that observes daylight saving, then place a check
mark in the box next to “Enable Daylight Saving”� The system clock
may not update immediately� Allow at least 15 minutes for the Router to
contact the time servers on the Internet and get a response� You cannot
set the clock yourself�
Enabling Remote Management
Before you enable this advanced feature of your Belkin Router, MAKE
SURE YOU HAVE SET THE ADMINISTRATOR PASSWORD. Remote
management allows you to make changes to your Router’s settings from
anywhere on the Internet� There are two methods of remotely managing
the Router� The first is to allow access to the Router from anywhere
on the Internet by selecting “Any IP address can remotely manage the
Router”� By typing in your WAN IP address from any computer on the
Internet, you will be presented with a login screen where you need to
type in the password of your Router�
The second method is to allow a specific IP address only to remotely
manage the Router� This is more secure, but less convenient� To use
this method, enter the IP address you know you will be accessing the
Router from in the space provided and select “Only this IP address
can remotely manage the Router”� Before you enable this function,
it is STRONGLY RECOMMENDED that you set your administrator
password� Leaving the password empty will potentially open your Router
to intrusion�
Advanced Feature: The “Remote Access Port” option allows you to
configure the desired “Remote Access Port for Remote Management”
feature� The default access port is set to port 80�

70
Enhanced Wireless Router
SECTIONSTable of Contents 12345 789106
USING THE WEB-BASED ADVANCED USER INTERFACE
Enabling/Disabling UPnP
UPnP (Universal Plug-and-Play) is yet another advanced feature offered
by your Belkin Router� It is a technology that offers seamless operation
of voice messaging, video messaging, games, and other applications
that are UPnP-compliant� Some applications require the Router’s firewall
to be configured in a specific way to operate properly� This usually
requires opening TCP and UDP ports, and in some instances, setting
trigger ports� An application that is UPnP-compliant has the ability to
communicate with the Router, basically “telling” the Router which way
it needs the firewall configured� The Router ships with the UPnP feature
disabled� If you are using any applications that are UPnP-compliant, and
wish to take advantage of the UPnP features, you can enable the UPnP
feature� Simply select “Enable” in the “UPnP Enabling” section of the
“Utilities” page� Click “Apply Changes” to save the change�
Enabling/Disabling Auto Firmware Update
This innovation provides the Router with the built-in capability to
automatically check for a new version of firmware and alert you that
the new firmware is available� When you log into the Router’s advanced
interface, the Router will perform a check to see if new firmware is
available� If so, you will be notified� You can choose to download the
new version or ignore it�

71
Enhanced Wireless Router
SECTIONSTable of Contents 123456 8910
MANUALLY CONFIGURING NETWORK SETTINGS
7
Set up the computer that is connected to the cable or DSL modem FIRST using these steps� You can also use these steps to add computers to your
Router after the Router has been set up to connect to the Internet�
Manually Configuring Network Settings in Mac OS up to 9.x
In order for your computer to properly communicate with your Router, you will need to change your Mac computer’s TCP/IP settings to DHCP�
(1)
(2)
3. Next to “Configure” (2), if
“Manually” is selected, your
Router will need to be set
up for a static IP connection
type� Write the address
information in the table
below� You will need to enter
this information into the
Router�
4. If not already set, at “Configure:”, choose “Using DHCP Server”�
This will tell the computer to obtain an IP address from the Router�
5. Close the window� If you
made any changes, the
following window will
appear� Click “Save”�
Restart the computer. When the computer restarts, your network
settings are now configured for use with the Router.
1. Pull down the Apple menu� Select “Control Panels” and select
“TCP/IP”�
2. You will see the TCP/IP control panel� Select “Ethernet Built-In” or
“Ethernet” in the “Connect via:” drop-down menu (1)�

72
Enhanced Wireless Router
SECTIONSTable of Contents 123456 89107
MANUALLY CONFIGURING NETWORK SETTINGS
Manually Configuring Network Settings in Mac OS X
3. Select “Built-in Ethernet” (1) next to “Show” in the “Network”
menu�
4. Select the “TCP/IP” tab (2)� Next to “Configure:” (3), you should see
“Manually” or “Using DHCP”� If you do not, check the PPPoE tab
(4) to make sure that “Connect using PPPoE” is NOT selected� If it
is, you will need to configure your Router for a PPPoE connection
type using your user name and password�
1. Click on the “System
Preferences” icon�
2. Select “Network” from the “System Preferences” menu�
(1)
(3)
(4)
(2)

73
Enhanced Wireless Router
SECTIONSTable of Contents 123456 89107
MANUALLY CONFIGURING NETWORK SETTINGS
5. If “Manually” is selected,
your Router will need to
be set up for a static IP
connection type� Write the
address information in the
table below� You will need
to enter this information into
the Router�
(1)
(3)
(4)
(2)
6. If not already selected, select “Using DHCP” next to “Configure:”
(3), then click “Apply Now”�
Your network adapter(s) are now configured for use with the Router.

74
Enhanced Wireless Router
SECTIONSTable of Contents 123456 89107
MANUALLY CONFIGURING NETWORK SETTINGS
Manually Configuring Network Settings in Windows 2000, NT, XP, or Vista
1. Click “Start”, “Settings”, then “Control Panel”�
2. Double-click on the “Network and dial-up connections” icon
(Windows 2000) or the “Network” icon (Windows XP or Vista)�
3. Right-click on the “Local Area Connection” associated with your
network adapter and select “Properties” from the drop-down
menu�
4. In the “Local Area Connection Properties” window, click “Internet
Protocol (TCP/IP)” and click the “Properties” button� The screen on
the right will appear�
5. If “Use the following IP address” (2) is selected, your Router
will need to be set up for a static IP connection type� Write the
address information in the table below� You will need to enter this
information into the Router�
6. If not already selected, select “Obtain an IP address automatically”
(1) and “Obtain DNS server address automatically” (3)� Click “OK”�
Your network adapter(s) are now configured for use with the Router.
(1)
(2)
(3)

75
Enhanced Wireless Router
SECTIONSTable of Contents 123456 89107
MANUALLY CONFIGURING NETWORK SETTINGS
Manually Configuring Network Settings in Windows 98SE or Me
1. Right-click on “My Network Neighborhood” and select “Properties”
from the drop-down menu�
2. Select “TCP/IP -> settings” for your installed network adapter� You
will see the following window�
3. If “Specify an IP address” is selected, your Router will need
to be set up for a static IP connection type� Write the address
information in the table below� You will need to enter this
information into the Router�
6. Click the “DNS Configuration” tab (1)� Write the DNS address(es) in
the chart�
7. If not already selected, select “Obtain IP address automatically” in
the “IP Address” tab� Click “OK”�
Restart the computer. When the computer restarts, your network
adapter(s) are now configured for use with the Router.
(3)
(1)
(2)
4. Write in the IP address and subnet mask from the “IP Address”
tab (3)�
5. Click the “Gateway” tab (2)� Write the gateway address down in
the chart�

76
Enhanced Wireless Router
SECTIONSTable of Contents 1234567 910
RECOMMENDED WEB BROWSER SETTINGS
8
In most cases, you will not need to make any changes to your web browser’s settings� If you are having trouble accessing the Internet or the
Web-Based Advanced User Interface, then change your browser’s settings to the recommended settings in this section�
Internet Explorer 4.0 or Higher
1. Start your web browser� Select “Tools” then “Internet Options”� 2. In the “Internet Options” screen, there are three selections: “Never
dial a connection”, “Dial whenever a network connection is not
present”, and “Always dial my default connection”� If you can make
a selection, select “Never dial a connection”� If you cannot make a
selection, go to the next step�

77
Enhanced Wireless Router
SECTIONSTable of Contents 1234567 9108
RECOMMENDED WEB BROWSER SETTINGS
3. Under the “Internet Options” screen, click on “Connections” and
select “LAN Settings…”�
4. Make sure there are no check marks next to any of the displayed
options: “Automatically detect settings”, “Use automatic
configuration script”, and “Use a proxy server”� Click “OK”� Then
click “OK” again in the “Internet Options” page�
Netscape® Navigator® 4.0 or Higher
1. Start Netscape� Click on “Edit” then “Preferences”�
2. In the “Preferences” window, click on “Advanced” then select
“Proxies”� In the “Proxies” window, select “Direct connection to
the Internet”�

78
Enhanced Wireless Router
SECTIONSTab le of C o nt en t s 12345678 10
TROUBLESHOOTING
9
Problem:
Setup Assistant CD does not automatically start.
Solution:
If the CD-ROM does not start the Setup Assistant automatically, it could be that the computer is running other applications that are interfering with
the CD drive.
2. Next, double-click on the CD-ROM drive that the Setup Assistant
Software CD has been placed in to start the installation.
1. If the Setup Assistant
screen does not appear
within 15–20 seconds, open
up your CD-ROM drive
by double-clicking on the
“My Computer” icon that is
located on your desktop.

79
Enhanced Wireless Router
SECTIONSTab le of C o nt en t s 12345678 109
TROUBLESHOOTING
3. The Setup Assistant should start within a few seconds. If,
instead, a window appears showing the files on the CD,
double-click on the icon labeled “SetupAssistant”.
4. If the Setup Assistant still does not start, reference
the section titled “Manually Configuring Network
Settings” (page 71) of this User Manual for an alternative
setup method.

80
Enhanced Wireless Router
SECTIONSTable of Contents 12345678 109
TROUBLESHOOTING
Problem:
Setup Assistant cannot find my Router�
Solution:
If the Setup Assistant is not able to find the Router during the installation process, please check the following items:
3. Ensure that you have a cable connected between the network
(Ethernet) port on the back of the computer and one of the “wired”
ports on the back of the Router�
Note: The computer should NOT be connected to the port labeled “to
Modem” on the back of the Router�
4. Try shutting down and restarting your computer, then rerunning the
Setup Assistant�
If the Setup Assistant is still unable to find the Router, reference
the section titled “Manually Configuring Network Settings” for
installation steps�
1. If the Setup Assistant is not able to find the Router during the
installation process, there may be third-party firewall software
installed on the computer attempting to access the Internet�
Examples of third-party firewall software are ZoneAlarm, BlackICE
PC Protection, McAfee Personal Firewall, and Norton Personal
Firewall� If you do have firewall software installed on your
computer, please make sure that you properly configure it� You can
determine if the firewall software is preventing Internet access by
temporarily turning it off� If, while the firewall is disabled, Internet
access works properly, you will need to change the firewall settings
to function properly when it is turned on� Please refer to the
instructions provided by the publisher of your firewall software for
instructions on configuring the firewall to allow Internet access�
2. Unplug power to the Router for 10 seconds, and then plug the
power back into the Router� Ensure that the Router’s “router” LED
is on; it should be solid GREEN� If not, check to make sure that
the AC adapter is connected to the Router and plugged into a
wall outlet�

81
Enhanced Wireless Router
SECTIONSTable of Contents 12345678 109
TROUBLESHOOTING
Problem:
Setup Assistant cannot connect my Router to the Internet�
Solution:
If the Setup Assistant is not able to connect the Router to the Internet,
please check the following items:
1. Use the troubleshooting suggestions within the Setup Assistant�
2. If your ISP requires a user name and password, make sure that
you have typed in your user name and password correctly� Some
user names require that the ISP’s domain may be at the end of the
name� Example: “myname@myisp�com”� The “@myisp�com” part of
the user name may need to be typed as well as your user name�
If you continue to have no Internet connection, reference the section
titled “Manually Configuring Network Settings” (page 71 of this User
Manual for an alternative setup method)�
Problem:
• The Setup Assistant completed installation, but my web browser
doesn’t work�
• I am unable to connect to the Internet� The “modem” LED on my
Router is off, and the “internet” LED is blinking�
Solution:
If you cannot connect to the Internet, and the “modem” LED is off, and
the “internet” LED is blinking, the problem may be that your modem and
Router are not connected properly�
1. Make sure the network cable between the modem and the Router
is connected� The cable should be connected at one end to the
Router’s “to Modem” port, and at the other end to the network port
on your modem�
2. Unplug the cable or DSL modem from its power source for three
minutes� After three minutes, plug the modem back into its power
source� This may force the modem to properly recognize the
Router�
3. Unplug the power to your Router, wait 10 seconds, and then
reconnect the power� This will cause the Router to reattempt
communication with the modem� If the “modem” LED on the
Router is not lit after completing these steps, please contact Belkin
Technical Support�
4. Try shutting down and restarting your computer�

82
Enhanced Wireless Router
SECTIONSTable of Contents 12345678 109
TROUBLESHOOTING
Problem:
• The Setup Assistant completed installation, but my web browser
doesn’t work�
• I am unable to connect to the Internet� The “modem” LED on my
Router is on, and the “internet” LED is blinking�
Solution:
1. If you cannot connect to the Internet, the “modem” LED is on,
and the “internet” LED is blinking, the problem may be that your
connection type may not match the ISP’s connection�
2. If you have a “static IP address” connection, your ISP must assign
you the IP address, subnet mask, and gateway address� Please
refer to the section entitled “Alternate Setup Method” for details on
changing this setting�
3. If you have a “PPPoE” connection, your ISP will assign you a user
name and password and sometimes a service name� Make sure the
Router’s connection type is configured to PPPoE and the settings
are entered properly� Please refer to the section entitled “Alternate
Setup Method” for details on changing this setting�
4. You may need to configure your Router to meet the specific
requirements of your ISP� To search our knowledge base for
ISP-specific issues, go to: http://web�belkin�com/support and type
in “ISP”�
If you are still unable to access the Internet after verifying these settings,
please contact Belkin Technical Support�
Problem:
• The Setup Assistant completed, but my web browser doesn’t work�
• I am unable to connect to the Internet� The “modem” LED on my
Router is blinking, and the “internet” LED is solid�
Solution:
1. If the “modem” LED is blinking, and the “internet” LED is solid,
but you are unable to access the Internet, there may be third-
party firewall software installed on the computer attempting to
access the Internet� Examples of third-party firewall software are
ZoneAlarm, BlackICE PC Protection, McAfee Personal Firewall, and
Norton Personal Firewall�
2. If you do have firewall software installed on your computer, please
make sure that you properly configure it� You can determine if
the firewall software is preventing Internet access by temporarily
turning it off� If, while the firewall is disabled, Internet access works
properly, you will need to change the firewall settings to function
properly when it is turned on�
3. Please refer to the instructions provided by the publisher of your
firewall software for instructions on configuring the firewall to allow
Internet access�
If you are still unable to access the Internet after disabling any firewall
software, please contact Belkin Technical Support�

83
Enhanced Wireless Router
SECTIONSTab le of C o nt en t s 12345678 109
TROUBLESHOOTING
Problem:
I can’t connect to the Internet wirelessly.
Solution:
If you are unable to connect to the Internet from a wireless computer, please check the following items:
3. The exact window that opens will vary depending on the model of
wireless card you have; however, any of the utilities should have
a list of “Available Networks”—those wireless networks it can
connect to.
Does the name of your wireless network appear in the results?
Yes, my network name is listed—go to the troubleshooting solution
titled “I can’t connect to the Internet wirelessly, but my network name
is listed”.
No, my network name is not listed—go to the troubleshooting solution
titled “I can’t connect to the Internet wirelessly, and my network name is
not listed”.
1. Make sure the LEDs on the front panel are shown as below:
Ř The “router” LED should be on.
Ř The “modem” LED should be on, and not blinking.
Ř The “internet” LED should be on, and not blinking.
*The “wireless” LED should be on, and not blinking.
2. Open your wireless utility software by clicking on the icon in the
system tray at the bottom, right-hand corner of the screen.

84
Enhanced Wireless Router
SECTIONSTable of Contents 12345678 109
TROUBLESHOOTING
Problem:
I can’t connect to the Internet wirelessly, but my network name is listed�
Solution:
If the name of your network is listed in the “Available Networks” list,
please follow the steps below to connect wirelessly:
1. Click on the correct network name in the “Available Networks” list�
2. If the network has security (encryption) enabled, you will need to
enter the network key� For more information regarding security, see
the section entitled “Changing the Wireless Security Settings”�
3. Within a few seconds, the tray icon in the lower, right-hand corner
of your screen should turn green, indication of a successful
connection to the network�
Problem:
I can’t connect to the Internet wirelessly, and my network name is
not listed�
Solution:
If the correct network name is not listed under “Available Networks” in
the wireless utility, please attempt the following troubleshooting steps:
1. Temporarily move computer, if possible, five to 10 feet from the
Router� Close the wireless utility, and reopen it� If the correct
network name now appears under “Available Networks”, you may
have a range or interference problem� Please see the suggestions
discussed in the section titled “Placement of your Enhanced
Wireless Router” of this User Manual�
2. Using a computer that is connected to the Router via a network
cable (as opposed to wirelessly), ensure that “Broadcast SSID” is
enabled� This setting is found on the Router’s wireless “Channel
and SSID” configuration page�
If you are still unable to access the Internet after completing these steps,
please contact Belkin Technical Support�

85
Enhanced Wireless Router
SECTIONSTable of Contents 12345678 109
TROUBLESHOOTING
Problem:
• My wireless network performance is inconsistent.
• Data transfer is sometimes slow.
• Signal strength is poor.
• Difficulty establishing and/or maintaining a Virtual Private Network (VPN) connection.
Limiting the wireless transmit rate—Limiting the wireless transmit rate
can help improve the maximum wireless range and connection stability�
Most wireless cards have the ability to limit the transmission rate� To
change this property, go to the Windows Control Panel, open “Network
Connections” and double-click on your wireless card’s connection� In
the properties dialog, select the “Configure” button on the “General” tab
(Windows 98 users will have to select the wireless card in the list box
and then click “Properties”), then choose the “Advanced” tab and select
the rate property�
Wireless client cards are usually set to automatically adjust the wireless
transmit rate for you, but doing so can cause periodic disconnects when
the wireless signal is too weak; as a rule, slower transmission rates are
more stable� Experiment with different connection rates until you find the
best one for your environment� Note that all available transmission rates
should be acceptable for browsing the Internet� For more assistance,
see your wireless card’s user manual�
Solution:
Wireless technology is radio-based, which means connectivity and
the throughput performance between devices decreases when the
distance between devices increases� Other factors that will cause signal
degradation (metal is generally the worst culprit) are obstructions such
as walls and metal appliances� Note also that connection speed may
decrease as you move farther away from the Router�
In order to determine if wireless issues are related to range, we suggest
temporarily moving the computer, if possible, five to 10 feet from
the Router�
Changing the wireless channel—Depending on local wireless traffic
and interference, switching the wireless channel of your network can
improve performance and reliability� The default channel the Router
is shipped with is channel 11; you may choose from several other
channels depending on your region� See the section on page 41 entitled
“Changing the Wireless Channel” for instructions on how to choose
other channels�

86
Enhanced Wireless Router
SECTIONSTable of Contents 12345678 109
TROUBLESHOOTING
Problem:
I am having difficulty setting up Wired Equivalent Privacy (WEP) security on my Belkin Router�
For example:
C3 03 0F AF 4B B2 C3 D4 4B C3 D4 E7 E4 = 128-bit key
4. Click “Apply Changes” to finish� Encryption in the Wireless Router
is now set� Each of your computers on your wireless network will
now need to be configured with the same security settings�
WARNING: If you are configuring the Wireless Router or Access Point
from a computer with a wireless client, you will need to ensure that
security is turned on for this wireless client� If this is not done, you will
lose your wireless connection�
Note to Mac users: Original Apple AirPort products support 64-bit
encryption only� Apple AirPort 2 products can support 64-bit or 128-
bit encryption� Please check your Apple AirPort product to see which
version you are using� If you cannot configure your network with 128-bit
encryption, try 64-bit encryption�
Solution:
1. Log into your Router�
Open your web browser and type in the IP address of the Router� (The
Router’s default is 192�168�2�1�) Log into your Router by clicking on the
“Login” button in the top right-hand corner of the screen� You will be
asked to enter your password� If you never set a password, leave the
“Password” field blank and click “Submit”�
Click the “Wireless” tab on the left of your screen� Select the
“Encryption” or “Security” tab to get to the security settings page�
2. Select “128-bit WEP” from the drop-down menu�
3. After selecting your WEP encryption mode, you can type in your
hex WEP key manually, or you can type in a passphrase in the
“Passphrase” field and click “Generate” to create a WEP key from
the passphrase� Click “Apply Changes” to finish� You must now set
all of your clients to match these settings� A hex (hexadecimal) key
is a mixture of numbers and letters from A-F and 0-9� For 128-bit
WEP, you need to enter 26 hex keys�

87
Enhanced Wireless Router
SECTIONSTable of Contents 12345678 109
TROUBLESHOOTING
Problem:
I am having difficulty setting up Wired Equivalent Privacy (WEP) security on a Belkin client card�
6. Ensure that the check box “The key is provided for me
automatically” at the bottom is unchecked� If you are using this
computer to connect to a corporate network, please consult your
network administrator if this box needs to be checked�
7. Type your WEP key in the “Network key” box�
Important: A WEP key is a mixture of numbers and letters from A-F and
0-9� For 128-bit WEP, you need to enter 26 keys� This network key needs
to match the key you assign to your Router�
For example:
C3 03 0F AF 4B B2 C3 D4 4B C3 D4 E7 E4 = 128-bit key
8. Click “OK”, and then “Apply” to save the settings�
If you are not using a Belkin wireless client card, please consult the
manufacturer’s user manual for that wireless client card�
Solution:
The client card must use the same key as the Router� For instance, if your Router uses the key 00112233445566778899AABBCC, then the client card
must be set to the exact same key�
1. Double-click the Signal Indicator icon to bring up the “Wireless
Network” screen�
2. The “Advanced” button will allow you to view and configure more
options of your card�
3. Once the “Advanced” button is clicked, the Belkin Wireless LAN
Utility will appear� This Utility will allow you to manage all the
advanced features of the Belkin Wireless Card�
4. Under the “Wireless Network Properties” tab, select a
network name from the “Available Networks” list and click the
“Properties” button�
5. Under “Data Encryption”, select “WEP”�

88
Enhanced Wireless Router
SECTIONSTable of Contents 12345678 109
TROUBLESHOOTING
Problem:
Do Belkin products support WPA/WPA2?
Solution:
To use WPA security, all your clients must be upgraded to drivers and
software that support it� At the time of this FAQ publication, a security
patch download is available, for free, from Microsoft� This patch works
only with the Windows XP operating system� Download the patch here:
Download the patch here: http://www�microsoft�com/downloadS/details�
aspx?FamilyID=662bb74d-e7c1-48d6-95ee-1459234f4483
You also need to download the latest driver for your Belkin 802�11g
Wireless Desktop or Notebook Network Card from the Belkin support
site� Other operating systems are not supported at this time� Microsoft’s
patch only supports devices with WPA-enabled drivers such as Belkin
802�11g products�
Download the latest driver at http://www�belkin�com/support
Problem:
I am having difficulty setting up Wireless Protected Access (WPA)
security on my Belkin Router for a home network�
Solution:
1. From the “Security Mode” drop-down menu, select “WPA-PSK
(no ser ver)”�
2. Enter your pre-shared key� This can be from eight to 63 characters
and can be letters, numbers, symbols, or spaces� This same key
must be used on all of the clients that you set up� For example,
your PSK might be something like: “Smith family network key”�
3. Click “Apply Changes” to finish� You must now set all clients to
match these settings�

89
Enhanced Wireless Router
SECTIONSTable of Contents 12345678 109
TROUBLESHOOTING
Problem:
I am having difficulty setting up Wireless Protected Access (WPA) security on a Belkin wireless client card for a home network�
4. Under “Network Authentication”, select “WPA-PSK (no server)”�
5. Type your WPA key in the “Network key” box�
Important: WPA-PSK is a combination of numbers and letters from
A-Z and 0-9� For WPA-PSK, you can enter eight to 63 characters� This
network key needs to match the key you assign to your Router�
6. Click “OK”, then “Apply” to save the settings�
Solution:
Clients must use the same key that the G Wireless Router or access point uses� For instance, if the key is “Smith Family Network Key” in the G
Wireless Router or access point, the clients must also use that same key�
1. Double-click the “Signal Indicator” icon to bring up the “Wireless
Network Utility” screen� The “Advanced” button will allow you to
view and configure more options of your client card�
2. Once the “Advanced” button is clicked, the Belkin Wireless Utility
will appear� This Utility will allow you to manage all the advanced
features of the Belkin wireless card�
3. Under the “Wireless Network Properties” tab, select a
network name from the “Available Networks” list and click the
“Properties” button�

90
Enhanced Wireless Router
SECTIONSTable of Contents 12345678 109
TROUBLESHOOTING
Problem:
I am NOT using a Belkin client card for a home network and I am having difficulty setting up Wireless Protected Access (WPA) security�
Solution:
If you are not using a Belkin Wireless Desktop or Wireless Notebook Network Card that is not equipped with WPA-enabled software, a file from
Microsoft called “Windows XP Support Patch for Wireless Protected Access” is available for free download� Download the patch from Microsoft by
searching the knowledge base for Windows XP WPA�
Note: The file that Microsoft has made available works only with Windows XP� Other operating systems are not supported at this time� You also need
to ensure that the wireless card’s manufacturer supports WPA and that you have downloaded and installed the latest driver from their support site�
Supported Operating Systems:
• Windows XP Professional
• Windows XP Home Edition
2. Right-clicking on the
“Wireless Networks” tab will
display the following screen�
Ensure the “Use Windows
to configure my wireless
network settings” check box
is checked�
1. Under Windows XP, click
“Start > Control Panel >
Network Connections”�

91
Enhanced Wireless Router
SECTIONSTable of Contents 12345678 109
TROUBLESHOOTING
3. Under the “Wireless
Networks” tab, click the
“Configure” button and you
will see the following screen�
4. For a home or small
business user, select
“WPA-PSK” under
“Network Administration”�
Note: Select WPA (with radius
server) if you are using this
computer to connect to a
corporate network that supports
an authentication server such as
a radius server� Please consult
your network administrator for
further information�
5. Type in your encryption key
in the “Network key” box�
Important: Enter your pre-shared
key� This can be from eight to 63
characters and can be letters,
numbers, or symbols� This same
key must be used on all of the
clients that you set up�
6. Click “OK” to apply settings�

92
Enhanced Wireless Router
SECTIONSTable of Contents 12345678 109
TROUBLESHOOTING
What’s the difference between 802.11g and draft 802.11n?
Currently there are three commonly used wireless networking standards,
which transmit data at very different maximum speeds� Each is based
on the designation for certifying network standards� The most common
wireless networking standard, 802�11g, can transmit information up
to 54Mbps; 802�11a also supports up to 54Mbps, but in the 5GHz
frequency; and 802�11n draft specification can connect at up to
300Mbps� See the following chart for more detailed information�
Wireless
Technology
G
(80 2.11g)
Enhanced
(1x1 draft
802 .11n)
N and N+
(draft 802.11n
with MIMO)
N1
(draft 802.11n
with MIMO)
Speed/Data
Rate*
Up to 54Mbps* Up to 150Mbps* Up to 300Mbps* Up to 300Mbps*
Frequency Common
household
devices such as
cordless phones
and microwave
ovens may
interfere with
the unlicensed
band 2�4GHz
Common
household
devices such as
cordless phones
and microwave
ovens may
interfere with
the unlicensed
band 2�4GHz
Common
household
devices such as
cordless phones
and microwave
ovens may
interfere with
the unlicensed
band 2�4GHz
Common
household
devices such as
cordless phones
and microwave
ovens may
interfere with
the unlicensed
band 2�4GHz
Compatibility Compatible with
80 2�11b/g
Compatible
with 802�11b/g,
draft 802�11n,
and Belkin G+
MIMO
Compatible with
draft 802�11n
and 802�11b/g
Compatible with
draft 802�11n
and 802�11b/g
Coverage* Up to 400 ft�* Up to 1,000 ft�* Up to 1,200 ft�* Up to 1,400 ft�*
Advantage Common—
widespread
use for Internet
sharing
Better coverage
and consistent
speed and
range
Enhanced
speed and
coverage
Leading edge—
best coverage
and throughput
*Distance and connection speeds will vary depending on your networking environment�
Technical Support
You can find technical support information at http://www�belkin�com/
networking or www�belkin�com/support/�
Wireless Comparison Chart

93
Enhanced Wireless Router
SECTIONSTable of Contents 123456789
INFORMATION
10
FCC Statement
DECLARATION OF CONFORMITY WITH FCC RULES FOR ELECTROMAGNETIC COMPATIBILITY
Federal Communications Commission Notice
This equipment has been tested and found to comply with the limits for
a Class B digital device, pursuant to Part 15 of the FCC Rules� These
limits are designed to provide reasonable protection against harmful
interference in a residential installation�
This equipment generates, uses, and can radiate radio frequency
energy, and if not installed and used in accordance with the instructions,
may cause harmful interference to radio communications� However,
there is no guarantee that interference will not occur in a particular
installation� If this equipment does cause harmful interference to radio or
television reception, which can be determined by turning the equipment
off and on, the user is encouraged to try and correct the interference by
one or more of the following measures:
• Reorient or relocate the receiving antenna�
• Increase the distance between the equipment and the receiver�
• Connect the equipment to an outlet on a circuit different from that
to which the receiver is connected�
• Consult the dealer or an experienced radio/TV technician for help�
For IEEE 802�11b/g products in the USA market, only channels 1 through
11 can be operated� Selection of other channels is not possible�
This device and its antenna(s) must not be co-located or operating in
conjunction with any other antenna or transmitter�
We, Belkin International, Inc�, of 501 West Walnut Street, Compton, CA
90220, declare under our sole responsibility that the device,
F6D4230-4
complies with Part 15 of the FCC Rules� Operation is subject to
the following two conditions: (1) this device may not cause harmful
interference, and (2) this device must accept any interference received,
including interference that may cause undesired operation�
Caution: Exposure to Radio Frequency Radiation
The device shall be used in such a manner that the potential for human
contact during normal operation is minimized�
This equipment complies with FCC radiation exposure limits set forth for
an uncontrolled environment� This equipment should be installed and
operated with a minimum distance of 20cm between the radiator and
your body�

94
Enhanced Wireless Router
SECTIONSTable of Contents 12345678910
INFORMATION
Modifications
The FCC requires the user to be notified that any changes or
modifications to this device that are not expressly approved by
Belkin International, Inc�, may void the user’s authority to operate the
equipment�
Canada-Industry Canada (IC)
The wireless radio of this device complies with RSS 210 Industry
Canada� This Class B digital apparatus complies with Canadian
ICES-003�
Operation is subject to the following two conditions:
1) this device may not cause interference, and
2) this device must accept any interference, including interference
that may cause undesired operation of the device�
Cet appareil numérique de la classe B conforme á la norme NMB-003
du Canada�
IMPORTANT NOTE:
IC Radiation Exposure Statement
This equipment complies with IC RSS-102 radiation exposure limits
set forth for an uncontrolled environment� This equipment should be
installed and operated with a minimum distance of 20cm between the
radiator and your body�
Europe-European Union Notice
Radio products with the CE 0682 or CE alert marking comply with
the R&TTE Directive (1995/5/EC) issued by the Commission of the
European Community�
Compliance with this directive implies conformity to the following
European Norms (in brackets are the equivalent international standards)�
• EN 60950-1 (IEC60950) – Product Safety
• EN 300 328 Technical requirement for radio equipment
• EN 301 489 General EMC requirements for radio equipment�
To determine the type of transmitter, check the identification label on
your Belkin product�
Products with the CE marking comply with the EMC Directive (89/336/
EEC) and the Low Voltage Directive (72/23/EEC) issued by the
Commission of the European Community� Compliance with these
directives implies conformity to the following European Norms (in
brackets are the equivalent international standards)�
• EN 55022 (CISPR 22) – Electromagnetic Interference
• EN 55024 (IEC61000-4-2,3,4,5,6,8,11) – Electromagnetic Immunity
• EN 61000-3-2 (IEC610000-3-2) – Power Line Harmonics
• EN 61000-3-3 (IEC610000) – Power Line Flicker
• EN 60950-1 (IEC60950-1) – Product Safety
Products that contain the radio transmitter are labeled with CE 0682 or
CE alert marking and may also carry the CE logo�

95
Enhanced Wireless Router
SECTIONSTable of Contents 12345678910
INFORMATION
Belkin International, Inc., Limited 1-Year Product Warranty
What is not covered by this warranty?
All above warranties are null and void if the Belkin product is not
provided to Belkin for inspection upon Belkin’s request at the sole
expense of the purchaser, or if Belkin determines that the Belkin product
has been improperly installed, altered in any way, or tampered with�
The Belkin Product Warranty does not protect against acts of God such
as flood, earthquake, lightning, war, vandalism, theft, normal-use wear
and tear, erosion, depletion, obsolescence, abuse, damage due to low
voltage disturbances (i�e� brownouts or sags), non-authorized program,
or system equipment modification or alteration�
How to get service.
To get service for your Belkin product you must take the following steps:
1� Contact Belkin International, Inc�, at 501 W� Walnut St�, Compton CA
90220, Attn: Customer Service, or call (800)-223-5546, within 15 days
of the Occurrence� Be prepared to provide the following information:
a� The part number of the Belkin product�
b� Where you purchased the product�
c� When you purchased the product�
d� Copy of original receipt�
2� Your Belkin Customer Service Representative will then instruct you on
how to forward your receipt and Belkin product and how to proceed
with your claim�
What this warranty covers.
Belkin International, Inc� (“Belkin”) warrants to the original purchaser of
this Belkin product that the product shall be free of defects in design,
assembly, material, or workmanship�
What the period of coverage is.
Belkin warrants the Belkin product for one year�
What will we do to correct problems?
Product Warranty.
Belkin will repair or replace, at its option, any defective product free of
charge (except for shipping charges for the product)� Belkin reserves the
right to discontinue any of its products without notice, and disclaims any
limited warranty to repair or replace any such discontinued products�
In the event that Belkin is unable to repair or replace the product (for
example, because it has been discontinued), Belkin will offer either
a refund or a credit toward the purchase of another product from
Belkin�com in an amount equal to the purchase price of the product
as evidenced on the original purchase receipt as discounted by its
natural use�

96
Enhanced Wireless Router
SECTIONSTable of Contents 12345678910
INFORMATION
Belkin reserves the right to review the damaged Belkin product� All
costs of shipping the Belkin product to Belkin for inspection shall be
borne solely by the purchaser� If Belkin determines, in its sole discretion,
that it is impractical to ship the damaged equipment to Belkin, Belkin
may designate, in its sole discretion, an equipment repair facility to
inspect and estimate the cost to repair such equipment� The cost, if any,
of shipping the equipment to and from such repair facility and of such
estimate shall be borne solely by the purchaser� Damaged equipment
must remain available for inspection until the claim is finalized�
Whenever claims are settled, Belkin reserves the right to be subrogated
under any existing insurance policies the purchaser may have�
How state law relates to the warranty.
THIS WARRANTY CONTAINS THE SOLE WARRANTY OF BELKIN�
THERE ARE NO OTHER WARRANTIES, EXPRESSED OR, EXCEPT AS
REQUIRED BY LAW, IMPLIED, INCLUDING THE IMPLIED WARRANTY
OR CONDITION OF QUALITY, MERCHANTABILITY OR FITNESS FOR A
PARTICULAR PURPOSE, AND SUCH IMPLIED WARRANTIES, IF ANY,
ARE LIMITED IN DURATION TO THE TERM OF THIS WARRANTY�
Some states do not allow limitations on how long an implied warranty
lasts, so the above limitations may not apply to you�
IN NO EVENT SHALL BELKIN BE LIABLE FOR INCIDENTAL, SPECIAL,
DIRECT, INDIRECT, CONSEQUENTIAL OR MULTIPLE DAMAGES SUCH
AS, BUT NOT LIMITED TO, LOST BUSINESS OR PROFITS ARISING
OUT OF THE SALE OR USE OF ANY BELKIN PRODUCT, EVEN IF
ADVISED OF THE POSSIBILITY OF SUCH DAMAGES�
This warranty gives you specific legal rights, and you may also have
other rights, which may vary from state to state� Some states do not
allow the exclusion or limitation of incidental, consequential, or other
damages, so the above limitations may not apply to you�

Belkin International, Inc�
501 West Walnut Street
Los Angeles, CA 90220, USA
310-898-1100
310-898-1111 f a x
Belkin Ltd�
Express Business Park, Shipton Way
Rushden, NN10 6GL
United Kingdom
+44 (0) 1933 35 2000
+44 (0) 1933 31 2000 fax
Belkin B�V�
Boeing Avenue 333
1119 PH Schiphol-Rijk
The Netherlands
+31 (0) 20 654 7300
+31 (0) 20 654 7349 fax
Belkin Ltd�
4 Pioneer Avenue
Tuggerah Business Park
Tuggerah, NSW 2259, Australia
+61 (0) 2 4350 4600
+61 (0) 2 4350 4700 fax
© 2009 Belkin International, Inc� All rights reserved� All trade names are registered trademarks of
respective manufacturers listed� Apple, AirPor t, Mac, and Mac OS, are trademarks of Apple Inc�, registered
in the U�S� and other countries� Windows, Windows Vista, NT, and Microsoft are either registered
trademarks or trademarks of Microsoft Corporation in the United States and/or other countries�