Canon Canoscan Fb 1200S Product Guide FB1200S
CanoScan FB 1200S FB1200Sproductguide-e Scanners User Manual
2015-03-09
: Canon Canon-Canoscan-Fb-1200S-Product-Guide-589932 canon-canoscan-fb-1200s-product-guide-589932 canon pdf
Open the PDF directly: View PDF
.
Page Count: 107 [warning: Documents this large are best viewed by clicking the View PDF Link!]
- CanoScan FB1200S Product Guide
- Chapter 1 How to Use the Scanner
- Chapter 2 How to Use the CanoScan Setup Utility CD-ROM
- Chapter 3 Automatic Document Feeder (Option: ADF-S9)
- Appendices

2
How to Make Best Use of the Manuals
When you
open the box
Explains in detail how to use the scanner,
CD-ROM and optional ADF
Tells you how to use Adobe Photoshop 5.0 LE and Caere
OmniPage Limited Edition.
Electronic Manuals
Electronic Manual
Detailed information on how to use ScanGear
CS-S and ScanGear Toolbox CS.
This Guide
CanoScan FB1200S
Product Guide
Describes operating procedure from set up and
software installation to scanning and confirmation
of operation. Please read before using the scanner
for the first time.
Printed Manual
CanoScan FB1200S
Getting Started
ScanGear CS-S
User's Guide
Manual for Each
Application Software
Electronic Manual
Detailed information on how to use Plug-In
Module CS-S.
Plug-in Module CS-S
User's Guide
Electronic Manual
Learn advanced techniques for
scanning after reading this
guide and setting up the
scanner.
Learn more about operating the
scanner, CD-ROM and ADF.
Proceed to these after thoroughly
mastering ScanGear CS-S and ScanGear
Toolbox CS.
Read these before using the
bundled application
programs.
Proceed to these after thoroughly
mastering Plug-in Module CS-S and
CanoScan Toolbox CS.
Detailed information on how to use CanoScan
Toolbox CS.
CanoScan Toolbox CS
User's Guide
Electronic Manual
Windows Macintosh

3
How to Use the Product Guide
This guide provides in-depth information on individual topics related to the CanoScan FB1200S color
image scanner and the accompanying software CD-ROM. If you haven’t already read the Getting Started
guide, we recommend that you follow its suggestions first before consulting this guide.
Organization
The guide deals with scanner and software topics that could not be covered in the Getting
Started guide. Each topic is intended to be read as a separate unit. You need only read the
topics that apply. This guide is divided into 4 sections.
Chapter 1 How to Use the Scanner
How to connect it to the computer and how to position documents for scanning.
Chapter 2
How to Use the CanoScan Setup Utility CD-ROM
How to use the software CD-ROM and the electronic manuals.
Chapter 3 Automatic Document Feeder
How to attach and operate the ADF-S9 Automatic Document Feeder.
Appendices
Troubleshooting tips, care and maintenance.
•References to Windows in this guide refer to Windows 95, Windows 98 and Windows NT 4.0.

4
Conventions
Important information in this guide is indicated by the following symbols.
WARNING
• This symbol indicates precautions that must be taken when operating the equipment.
Ensure that you read all warnings.
NOTE
• This symbol indicates supplementary operating procedures and other useful information.
Use of shielded cable is necessary to comply with technical requirements of the EMC Directive.
Disclaimer
1. While every effort has been made to ensure that the information contained in this guide is accurate and complete, no
liability can be accepted for any errors or omissions. We respectfully request that you notify the nearest Canon Customer
Support Help Desk if you have any questions or suggestions about this guide. Canon Inc. reserves the right to change the
specifications of the hardware and software described herein at any time without prior notice.
2. No part of this guide may be reproduced, transmitted, transcribed, stored in a retrieval system, or translated into any
language in any form, by any means, without the prior written permission of Canon Inc.
3. Canon Inc. makes no warranties for damages resulting from corrupted or lost data due to a mistaken operation or
malfunction of the software or equipment.
• CanoScan is a trademark of Canon Inc.
• Adobe, Adobe Acrobat and Adobe Photoshop are trademarks of Adobe Systems Incorporated.
• IBM and IBM PC/AT Series are registered trademarks of International Business Machines Corporation.
• Macintosh and Power Macintosh are trademarks of Apple Computer Inc.
• Microsoft, Windows and Windows NT are registered trademarks of Microsoft Corporation in the U.S.A. and other countries.
• OmniPage is a trademark of Caere Corp.
• Other names and products not mentioned above may be trademarks or registered trademarks of their respective companies.
Copyright © 1999 Canon Inc. All rights reserved.

5
Table of Contents
How to Make Best Use of the Manuals......................................................................... 2
How to Use the Product Guide...................................................................................... 3
Organization................................................................................................................ 3
Conventions ................................................................................................................. 4
Features of the CanoScan FB1200S ............................................................................... 8
Safety Precautions ................................................................................................. 10
Operating Requirements ............................................................................................. 14
Components Guide....................................................................................................... 17
Chapter 1 How to Use the Scanner 19
Connecting to the Computer....................................................................................... 20
Connecting Two or More SCSI Devices..................................................................... 20
SCSI Connector and SCSI Interface Cable Descriptions............................................ 26
Positioning Documents (No ADF) ................................................................................ 29
Transporting the Scanner............................................................................................. 31
Chapter 2
How to Use the CanoScan Setup Utility CD-ROM
33
How to Use the CanoScan Setup Utility CD-ROM ...................................................... 34
Start the CanoScan Setup Utility .............................................................................. 34
Windows
Starting the CanoScan Setup Utility for Windows .................................. 35
Macintosh
Starting the CanoScan Setup Utility for Macintosh................................. 37

6
About the Menu Window......................................................................................... 39
View the Electronic Manuals ....................................................................................... 41
What is an Electronic Manual?................................................................................. 41
List of Electronic Manuals for Windows .................................................................. 41
List of Electronic Manuals for Macintosh................................................................. 42
Reader Software for the Electronic Manuals .......................................................... 42
Viewing Electronic Manuals ..................................................................................... 43
Using the Electronic Manuals ................................................................................... 45
Displaying the CD-ROM Contents
Windows
................................................................ 50
Troubleshooting ........................................................................................................... 52
Exiting the CanoScan Setup Utility.............................................................................. 53
Chapter 3 Automatic Document Feeder 54
Components Guide....................................................................................................... 55
ADF-S9........................................................................................................................ 55
Option Cable.............................................................................................................. 56
Attaching the ADF to the Scanner .............................................................................. 57
Attaching the Cables.................................................................................................... 59
Loading Documents ..................................................................................................... 63
Acceptable Media ..................................................................................................... 65
Software Settings ......................................................................................................... 67
Paper Jams .................................................................................................................... 70
Jams in the Document Tray....................................................................................... 70
Jams during Document Ejection............................................................................... 71
Jams Inside the ADF .................................................................................................. 72
After Clearing a Paper Jam....................................................................................... 73

7
Problems with Scanned Images ................................................................................... 74
Cleaning the Delivery Guide Sheet .......................................................................... 74
Replacing the Delivery Guide Sheet............................................................................ 79
Frequent Misfeeds........................................................................................................ 82
Appendices 84
Troubleshooting ........................................................................................................... 85
Problems with Software Installation........................................................................ 86
Problems Starting Software Programs..................................................................... 87
Problems with the Scanner....................................................................................... 89
Problems with Scanning............................................................................................ 93
Problems with the Automatic Document Feeder (ADF-S9) .................................... 96
Other Issues ............................................................................................................... 97
Scanner Not Identified ................................................................................................. 98
Care and Maintenance............................................................................................... 100
Major Specifications ................................................................................................... 102
Index............................................................................................................................ 104
Customer Support Help Desks ................................................................................... 106

8
Features of the CanoScan FB1200S
This scanner is a flatbed color scanner with 1200 dpi optical resolution incorporating the following
features.
• Fine Color Tones and High Resolution
Achieves a maximum optical resolution of 1200 dpi x 1200 dpi. The 1200 dpi primary scan
(horizontally across document) is realized with VAROS, the proprietary Canon system short
for VAriable Refraction Optical System. VAROS is a two-pass scanning technique
that com
bines the results of the scanning unit's first pass with a second pass that is optically
shifted by a half pixel. Reading 12 bits (4,096 colors) per red, green and blue (RGB) channel,
the scanner offers 12-bit or 8-bit output that reproduces brilliant tones at high resolution.
• Standby Power and Energy-Saving Features
This scanner, even with the power on, consumes only 12 watts or lower at standby and only
35 watts or lower at full operation. The standby feature means the scanner is always ready
to use. The product meets the Energy Star requirements for energy conservation.
• Convenient Start Button
The one-touch start button on the front of the scanner allows convenient use of the
accompanying software (ScanGear Toolbox CS/CanoScan Toolbox CS).

9
• Optional Film Adapter Unit
The FAU-S10 optional film adapter unit allows films and transparencies to be scanned
singly or in batches, increasing the versatility of this high-quality scanner. Refer to the
manual accompanying the FAU-S10.
• Optional Automatic Document Feeder
The ADF-S9 optional automatic document feeder permits hands-free operation for up
to 20 sheets, a convenient timesaving feature. See Chapter 3, Automatic Document
Feeder, in this guide.
WARNING
• It is illegal to reproduce currency, bills, negotiable securities and other documents
prohibited by law. Reproduction of such items may be subject to criminal prosecution.
• It is illegal to reproduce legal certificates, licenses, travel tickets, and certain public and
private documents prohibited from reproduction by law. Reproduction of such items may
be subject to criminal prosecution.
• Please note that intellectual property protected by copyright may not be reproduced
without the express permission of the copyright holder except for personal or household
use under limited circumstances.

10
Safety Precautions
Please read and take the following precautions before using the equipment.
WARNING Warns against operations that may lead to death or injury if performed incorrectly.
Pay attention to these warnings to permit the safe use of the equipment.
CAUTION Cautions against operations that may lead to injury to persons or damage to property
if performed incorrectly. Pay attention to this information to permit the safe use of
the equipment.
About Locations
WARNING
• Do not place the equipment near flammable liquids, such as alcohol or thinners. Contact
between the internal electrical components and flammable liquids may result in fire or
electric shocks.
• Do not place the following objects on top of the equipment. Contact between the
internal electrical components and these objects may result in fire or electric shocks.
- Any metallic objects, such as necklaces
- Any container with liquid in it, such as cups, vases and flower pots
If any of these objects or liquids enter the inside of the equipment, immediately unplug
the AC adapter and contact your retailer or Canon Customer Support Help Desk.

11
CAUTION
• Do not place the equipment in the following areas. Fire or electric shocks may result.
- Areas with high humidity
- Areas subject to direct sunlight
- Areas with high temperatures
- Areas near open flames
• Do not place the equipment on shaky stands, unstable surfaces or surfaces subject to
frequent vibrations. If the equipment falls, it may cause injuries.
• Do not place heavy objects on the equipment. Objects may fall and cause injuries.
About the Power Supply
WARNING
• Do not damage, mutilate or modify the power cord or AC adapter. Do not place heavy
objects on, pull or excessively bend the power cord. Damaged wires may cause fires or
electric shocks.
• Do not plug in/unplug power cords with wet hands. You may be electrocuted.
• Do not connect excessive numbers of plugs into one electrical outlet. It may result in fire
or electric shocks.
• Do not twist or tie electrical cords together. It may result in fire or electric shocks.
• Plug the power cord and the AC adapter plug all the way into the socket. Improperly
attached equipment may result in fire or electric shocks.
• Do not use AC adapters other than the one supplied. Fire or electric shock may result.

12
• As a rule, do not use electrical extension cords. They could cause fires or electric shocks.
If the use of an extension cord is necessary, do not use one longer than 5 meters (15
feet). Make sure that the extension cord is not twisted, and that the power cord of the
AC adapter is fully plugged into the extension cord. Do not use multiple extension cords.
• Do not use extension cords in high traffic areas where they can be stepped on or tripped
over. This could damage the cords and result in fire or electric shocks.
• Do not place any objects on the AC adapter or its cords.
• Do not use the AC adapter outdoors or in exposed areas.
CAUTION
• Do not plug in the equipment into outlets with voltages other than the specified
voltages. Incorrect voltages may result in fire or electric shocks.
• When unplugging the power cord, always pull on the main body of the cord. Pulling on
the cord may damage the wires and lead to fire or electric shocks.
• Do not place objects around the power cord in case it needs to be unplugged during
emergencies.
General Handling Precautions
WARNING
• Do not take apart or modify the equipment. It contains high-voltage components that
could cause fires or electric shocks if handled improperly.
• If you hear unusual noises, see smoke, feel excessive heat or smell anything unusual,
immediately unplug the power cord and contact your retailer or Canon Customer
Support Help Desk. Continued use may result in fires or electric shocks.

13
• Do not use flammable sprays near this equipment. Also do not spill water, other liquids,
or flammable liquids on the equipment. Contact between the internal components and
these fluids may result in fire or electric shocks. If anything enters this equipment,
immediately unplug the power cord and contact your retailer or Canon Customer
Support Help Desk.
• When cleaning the equipment, always unplug the power cord. Otherwise you could start
a fire or receive an electric shock.
• When cleaning the equipment, use a water-moistened cloth that is well wrung out. Do
not use flammable liquids, such as alcohol, benzene or thinners. Flammable liquids
entering the internal electrical parts may result in fire or electric shocks.
CAUTION
• Be careful not to pinch your hands when closing the document tray cover. Injuries may
result.
• Do not press heavily on the document tray cover. The document tray glass may break
and injure you.
• Unplug the equipment for safety when it is unused for extended periods, such as long
weekends.
• Be extremely careful when transporting the equipment. Dropping it may cause injuries.
• Allow sufficient time for the equipment to cool after unplugging the power cord before
placing the equipment cover over it. Covering hot equipment could result in fire.
• Do not use the supplied CD-ROM in regular CD players (audio only players). It may
produce loud sounds that could damage hearing.
• Unplug the power cord from the outlet at least once a year and clean the area around
the base of the power cord’s metal pins to ensure all dust is removed. If dust accumulates
in this area, it may result in fire.

14
Operating Requirements
To use this scanner safely, operate it within the guidelines specified below.
• Operate the equipment in an area where the following temperature and humidity
conditions can be met.
Ambient Temperature: 5 degrees - 35 degrees Celsius
(41 degrees - 95 degrees Fahrenheit)
Humidity: 10% - 90% RH (without condensation formation)
• Operate the equipment with the supplied electrical cords at the voltages and amperage
specified for this equipment. Please use standard outlets (normal home outlets) for your
country.
• Make certain there is plenty of free air space around the scanner for cooling purposes.
(View from above the scanner).
Approx. 10 cm
(4 in.) Approx. 10 cm
(4 in.)
Approx. 20 cm
(8 in.)

15
• Set up the scanner within the reach of the cable.
• Do not place the scanner in areas with large fluctuations in temperature or humidity.
Also do not move the equipment rapidly between areas with high and low humidity.
Condensation may cause image errors. After moving from a high humidity area to a low
humidity area, allow the scanner sufficient time to adapt to the new condition before
use.
• Do not place the equipment in an area subject to direct sunlight. The humidity may rise
inside the equipment and cause damage, or the image quality may decrease. If you have
to use it in direct sunlight, block the light with a thick curtain.
• When the scanner is used in low ambient temperatures, it may take a few moment for
the unit to settle after the lamp lights.
• Locations to Avoid
Uneven or stepped surfaces High temperature environments

17
Components Guide
WARNING
• Always unlock the scanner before plugging in the AC adapter. Operating the scanner in
the locked state may damage the equipment.
• Lock the scanning unit before transporting it (p. 31).
Document Cover
Holds documents in place
Alignment Mark
Align document edges here
Document Glass
Place documents here
Scanning Unit
Core component of the scanner, comprising
the light source and sensing units (Usually
found at the back of the scanner)
Lock Switch
Locks and unlocks the
scanning unit
Start Button
Starts the accompanying
software, ScanGear Toolbox CS
(Windows) or CanoScan
Toolbox CS (Macintosh).

18
NOTE
•This scanner does not have a power switch.
AC adapter Power cord
SCSI Connector
D-sub 25-pin SCSI interface cable
connects here
SCSI Connector
Half-pitch type 50-pin SCSI
interface cable connects here
Power Connector
The accompanying AC adapter
plug connects here
OPTION
DC15V
ID 124TERM
ON
SCSI
SCSI
Dip Switch

20
Connecting to the Computer
Connecting Two or More SCSI Devices
When connecting two or more SCSI devices (including this scanner), be careful of the following points.
About Daisy Chain Configurations
When connecting multiple SCSI devices to the computer, connect them in a series as shown
below. This configuration is called a “daisy chain”. Normally, several SCSI devices can be
connected to a single SCSI controller. (The number of SCSI devices and the requirements for
connection depend on the SCSI card standard and the type of SCSI devices involved.)
SCSI IDs and Terminator Settings
The SCSI ID and terminator settings for each device must be correct for them to operate.
• The SCSI ID
A SCSI ID is a unique identification number for each SCSI device in a daisy chain. No two
numbers can be the same.

21
• Terminator Settings
The terminator marks the last device in a daisy chain. It tells the computer that “this is the
last device”. There are two types of terminator: a separate device that is attached to a SCSI
device or an On/Off switch built into the SCSI device. This scanner has a built-in terminator.
For a daisy chain to operate correctly, the terminator must be set to On for the last SCSI
device , and Off for all other SCSI devices. A typical daisy chain is shown below.
Terminator Off
First
SCSI device
SCSI ID = 3
Second
SCSI device
SCSI ID = 6
Third
SCSI device
SCSI ID = 4
Last
SCSI device
SCSI ID = 2
Terminator On

22
WARNING
• The SCSI ID does not have to follow the order of connection. As long as an ID is not
repeated, IDs between 0 and 6 can be used.
• SCSI device equipped computers usually have the following SCSI ID already assigned.
(Read the manual for each computer or SCSI card.) Assign an unused SCSI ID to this
scanner.
- For Windows
7: SCSI card or internal SCSI controller
- For Macintosh
0: Internal hard disk drive
3: Internal CD-ROM drive (Desktop model with an internal CD-ROM drive)
7: Macintosh CPU
• Ensure that you unplug the AC adapter from the scanner before you change the SCSI ID or
terminator settings. After resetting them, reconnect the AC adapter and restart the computer.
• How to Set the SCSI ID and Terminator
To set the SCSI ID and terminator on this scanner, adjust the dip switches found on the back
panel of the scanner.
Dip Switches
OPTION
DC15V
ID 124TERM
ON
SCSI
SCSI

23
To set the SCSI ID, move the 1-3 switches with a sharp object, such as the tip of a
mechanical pencil. Set the switch positions as below to assign a SCSI ID from 0 to 6.
To set the terminator ID, move the switch labeled 4. As shown below, the terminator is Off
when the switch is set to the upper side, and On when it is to the lower side.
The SCSI ID is set to 2 and the terminator is On when this equipment is shipped from the factory.
Set the SCSI ID with switches 1-3
indicates the switch position
SCSI ID 0 SCSI ID 1 SCSI ID 2
SCSI ID 3 SCSI ID 4 SCSI ID 5 SCSI ID 6
Set the switch to this side to turn it Off
Set the switch to this side to turn it On
Terminator Off Terminator On
Fourth switch is set to
the upper side Fourth switch is set to
the lower side (Default factory setting)
Terminator On
SCSI ID = 2

24
▼
• Sample Configurations
The following examples show typical configurations for the scanner, your computer and
other SCSI devices.
Scanner Is the Last SCSI Device.
Set the scanner’s terminator to On.
Set the IDs of the other SCSI devices to nonconflicting numbers.
Set the terminators of the other SCSI devices to Off.
Terminator Off
Set SCSI ID
Terminator On

26
SCSI Connector and SCSI Interface Cable Descriptions
This scanner is equipped with both a Half Pitch 50-Pin and D-Sub 25-Pin connector (port).
The supplied SCSI interface cable has a Half Pitch 50-Pin connector on one end and a D-Sub
25-Pin connector on the other.
There are many other types of SCSI connector on the market. When choosing a SCSI cable,
you must match the connector shapes, the SCSI cable standard and the impedance category.
Without all three correctly matched at both the computer and SCSI device ends, the
connection will not work. Check your computer’s SCSI connector to make sure it fits the
supplied SCSI interface cable. If it doesn’t, purchase a SCSI interface cable (high-impedance)
with connectors that fit into the connectors on your computer and scanner.
OPTION
DC15V
ID 124TERM
ON
SCSI
SCSI
SCSI Connector
D-Sub 25-Pin (Female)
SCSI Connector
Half Pitch 50-Pin (Female)
SCSI Interface Cable
Half Pitch 50-Pin
Connector (Male)
D-Sub 25 Pin
Connector (Male)

28
WARNING
• The Half Pitch 50-Pin and Centronics Half Pitch 50-Pin connectors look alike and the sizes
are similar. However, close examination reveals that the pin shapes are different. Be
careful when purchasing.
• Only high-impedance cables work with the scanner. Ensure that cables other than the
supplied SCSI interface cable are of the high-impedance type.

29
Positioning Documents (No ADF)
Documents must be placed on the document glass to be scanned. The instructions below are for manual
positioning. If you are using the automatic document feeder (ADF) option, please see Chapter 3.
1. Lift the document cover.
2. Place the document face down.
Orient the document face down on the document glass with the top edge at the back of
the scanner (the edge closest to the hinges of the document cover). Align the edges of the
document with the alignment mark.
3. Close the document cover, being careful not to dislodge the document.
Alignment Mark
Top Edge
Bottom Edge

30
WARNING
• The maximum allowable size for scanning is 216 x 297 millimeters (8.5 x 11.69 inches), up
to A4 or Letter size.
• This scanner is equipped with an ultra-sensitive scanning unit. Opening the document
cover during scanning, or improperly closing it, may affect the scanning results. If you are
scanning thick documents, such as books, that prevent the document cover from closing,
cover the document glass with a dark cloth to prevent ambient light from affecting the
scan.

31
Transporting the Scanner
Always engage the lock before transporting the scanner.
1. Turn off the computer and unplug the scanner.
Turn off the power switches on the computer and all peripherals, such as the printer. After
that, unplug the scanner's power cord from the electrical outlet and remove the AC
adapter cord from the scanner.
2. Confirm that the scanning unit is at the back of the scanner.
To move the scanning unit to the back, first clear all documents from the document glass.
Then close the document cover, attach the AC adapter cord to the scanner and plug the
power cord into the electrical outlet. After all movement has ceased, lift the document
cover to confirm that the scanning unit has correctly returned to the back of the scanner.
Unplug the power cord from the electrical outlet. Lastly, unplug the AC adapter from the
scanner.
Scanning Unit
Confirm that the
scanning unit is in
this position

32
3. Grasp the document cover at the hinges and lift it straight up and off.
4. Locate the lock switch (between the holes for the hinges) and push it
toward the locked mark.
5. Attach the document cover.
WARNING
• Carrying or transporting the scanner without locking the scanning unit may damage it. Be
particularly careful to lock the scanning unit when transporting the scanner in a vehicle.
Locked Position
Lock Switch
Unlocked Position

33
How to Use the CanoScan
Setup Utility CD-ROM ................34
View the Electronic Manuals.....41
Displaying the CD-ROM
Contents
Windows
......................50
Troubleshooting .........................52
Exiting the CanoScan
Setup Utility................................53
Chapter 2
How to Use
the CanoScan Setup Utility CD-ROM

34
How to Use the CanoScan Setup Utility CD-ROM
The CanoScan Setup Utility CD-ROM included in the scanner package contains software and electronic
manuals that will maximize your use of this scanner. This section explains how to use the CD-ROM.
Start the CanoScan Setup Utility
Windows: Click this button for the Windows platform
Windows
Macintosh: Click this button for the Macintosh platform
Macintosh

36
If Nothing Appears on the Screen
1. Double-click the [My Computer] icon on the Windows desktop.
2. Double-click the [Canoscan] CD-ROM icon in the next window.
Although a “(D:)” appears after the CD-ROM title in this example, indicating the name of
the drive, it may be labeled with a different letter on your system. This letter may be
ignored for the purposes of this procedure.
• The CanoScan Setup Utility menu window will display.

39
About the Menu Window
The following items appear on the menu.
• Install the SCSI Driver (Windows)
Click this to install the driver software required to operate the SCSI card in a Windows
platform computer. For installation instructions, please read Installing the SCSI Driver
in the Getting Started guide (p. 13). This software is only applicable to the Windows
platform.
• Install/Uninstall Software (Windows)
• Install Software (Macintosh)
Click this to install the software onto your computer for operating the scanner. For
installation instructions, please read Installing the Software in the Getting Started guide
(p. 20). You can also uninstall (delete) the software with this option for windows.
• View the Electronic Manuals
Click this to read the electronic manuals contained on the CD-ROM (p. 43).
• Display the CD-ROM Contents (Windows)
Click this to read a directory of the files contained on the CD-ROM (p. 50). This item is
only applicable to the Windows platform.
• Troubleshooting
Click this to see suggestions for diagnosing and solving common problems with the
equipment and scanning process (p. 52).
• Exit
Exit the CanoScan Setup Utility (p. 53).

40
WARNING
• Do not remove the CD-ROM from the drive while using the CanoScan Setup Utility unless
the program prompts you to do so.
• Before you remove the CD-ROM from the drive, click the [Exit] button on the menu
window to close the CanoScan Setup Utility. Windows users can also exit by clicking the
icon in the upper right corner of the window.

41
View the Electronic Manuals
You can view electronic manuals contained on the CanoScan Setup Utility CD-ROM.
What is an Electronic Manual?
Electronic manuals are provided in digital format for viewing on your computer monitor.
They offer a variety of features not possible with printed manuals, such as the ability to
jump to different topics with a single mouse click on a hyperlink, table of contents item or
index item. The manuals also support keyword search functions. You can, of course, also
print them out on your printer.
List of Electronic Manuals for Windows
The following electronic manuals are included on the CanoScan Setup Utility CD-ROM.
Windows
• Product Guide (This Document)
• ScanGear CS-S User’s Guide
Operating manual for ScanGear CS-S 4.3, the software required to operate
the scanner. Instructions for using ScanGear Toolbox CS are also included
in this guide.
• Adobe Photoshop 5.0 LE User’s Guide
Operating manual for Adobe Photoshop 5.0 LE.
• Caere OmniPage Limited Edition User’s Guide
Operating manual for Caere OmniPage Limited Edition.

42
List of Electronic Manuals for Macintosh
The following electronic manuals are included on the CanoScan Setup Utility CD-ROM.
Macintosh
• Product Guide (This Document)
• Plug-in Module CS-S User’s Guide
Operating manual for Plug-in Module CS-S 3.6.
• CanoScan Toolbox CS User’s Guide
Operating manual for CanoScan Toolbox CS 1.0.
• Adobe Photoshop 5.0 LE User’s Guide
Operating manual for Adobe Photoshop 5.0 LE.
Reader Software for the Electronic Manuals
The Adobe Acrobat Reader 3.0 program is required to view the electronic manuals.
It should already be installed in your computer. If not, please see Installing the Software in
the Getting Started guide (p. 20) for instructions.
NOTE
• Please read Guide to the Software (p. 45) in the Getting Started guide for a summary of
the software, including ScanGear CS-S, ScanGear Toolbox CS, Plug-in Module CS-S,
CanoScan Toolbox CS, Adobe Photoshop 5.0 LE and Caere OmniPage Limited Edition.

44
2. Click the button of the manual you wish to view.
Adobe Acrobat Reader 3.0 will automatically start and display the manual.
3. When you are finished reading the electronic manual, click the icon at
the upper right of the Adobe Acrobat Reader 3.0 window. Then click on
the [Return to the previous menu] button.
For Macintosh, click on the [File] menu and select [Quit].
The CanoScan Setup Utility menu window will display.

46
Windows screens are shown in these examples.
• Changing Pages
Move a page ahead or back with these buttons.
• Bookmark Display
The bookmark display shows an overview area in which each topic and subtopic is
bookmarked. Click on a bookmark to jump directly to that topic.
Previous Next
Select bookmark
display with this button
Manual Contents
Click the icon of the
topic you wish to see
Click this when bookmarks
do not display.

47
• Zoom In/Out
Zoom a page in or out.
• Click a Page Reference to Jump to a Topic
Clicking on a page reference (hyperlink) takes you directly to that topic.
Click this icon to select the
zoom tool, then click the area
you wish to magnify. To zoom
out, press and hold the [Ctrl]
key then click inside the page.
The display will zoom out.
(Macintosh: [option] key)
Clicking on a page reference
takes you directly to that topic.

48
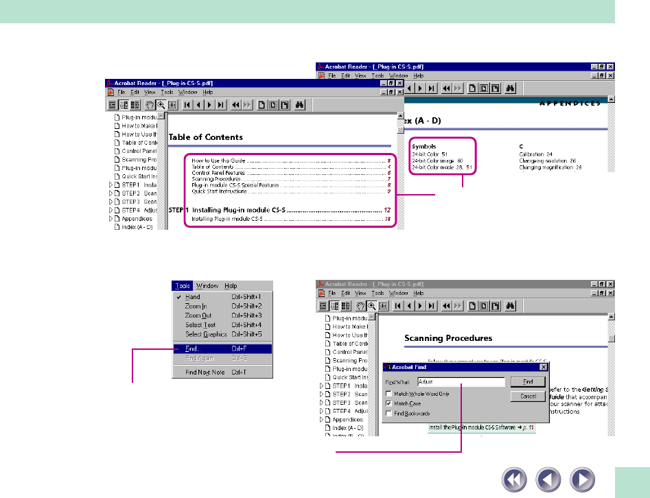
Clicking on an item in the table of contents or index also takes you directly to that topic.
Enter a keyword and click the [Find] button.
Clicking on an item in the table
of contents or index also takes
you directly to that topic.
Click the [Tools] menu and
select [Find] to initiate a
search.
• Jump to a Topic with a Keyword Search
Entering a keyword into the Find dialog takes you to the associated topic.

49
• Exiting Adobe Acrobat Reader 3.0
Windows: Click the close box ( ) to exit Adobe Acrobat Reader.
Macintosh: Click the [File] menu and select [Quit].
NOTE
• Some manuals may not contain bookmark references, or may not jump to the selected
topic when a page reference, table of contents item or index item is clicked.
• For more information on Adobe Acrobat Reader, click the [Help] menu in Adobe Acrobat
Reader and select [Reader Online Guide].

50
Displaying the CD-ROM Contents
Windows
You can view a list of the folders and files contained on the CanoScan Setup Utility CD-ROM.
This function is available only on the Windows platform.
1. Click [Display the CD-ROM Contents] in the CanoScan Setup Utility menu.
The following window will display.
2. Click a folder icon to view its contents.
The contents of the selected folder will display.
To close the window, click its close box ( ) at the upper right.
3. When you have finished viewing the folder contents, click [Return to the
previous menu].
The menu window will display.

51
For intermediate and advanced computer users, we have listed some important files that are included on
the CD-ROM. The information increases in detail from left to right. (F) denotes folders.
Readme Lists updated information for the CD-ROM
Setup The installer for the CanoScan Setup Utility
Bin (F) Lists files for the CanoScan Setup Utility
Acroread (F) English Ar32e301 The installer for Adobe Acrobat Reader 3.0
Photosle (F) English Setup The installer for Adobe Photoshop 5.0 LE
Ople(F) Disk 1 (F) Setup The installer for Caere OmniPage Limited Edition
Manual (F) English (F) Product.pdf Product Guide electronic manual
Scangear.pdf ScanGear CS-S electronic manual
Photosle.pdf Photoshop electronic manual
Ople.pdf OmniPage Limited Edition electronic manual
Scangear (F) English Disk 1 (F) Readme Lists updated information for ScanGear CS-S
Setup Installer for ScanGear CS-S
Toolbox (F) English Disk 1 (F) Readme Lists updated information for ScanGear Toolbox CS
Setup Installer for ScanGear Toolbox CS

52
Troubleshooting
The troubleshooting facility is intended to assist you in diagnosing and solving common problems with
the equipment and scanning tasks.
1. Click [Troubleshooting] in the CanoScan Setup Utility menu window.
The following window will display.
2. Click the heading you wish to read. Click the button to return to the
previous screen.
3. Click the [Return to the previous menu] button after you have finished
with [Troubleshooting].
The menu window will display.
Macintosh
Windows
▼
▼

53
Exiting the CanoScan Setup Utility
1. Return to the menu window by pressing the [Return to the previous
menu] button from any other window.
2. Click the [Exit] button.
The menu window will close.
3. Remove the CanoScan Setup Utility CD-ROM from the drive.
Handle the disk with care and store it in a safe place.

54
Components Guide .....................55
Attaching the ADF to the Scanner ..
57
Attaching the Cables...................59
Loading Documents ....................63
Software Settings........................67
Paper Jams ...................................70
Problems with Scanned Images.......
74
Replacing the Delivery Guide Sheet ..
79
Frequent Misfeeds.......................82
Chapter 3
Automatic Document Feeder
(Option: ADF-S9)
Please read this chapter thoroughly for installation and
operating instructions if you have purchased the
optional ADF-S9 Automatic Document Feeder.

55
Components Guide
ADF-S9
ADF Connector Cable
Attach this cable to the ADF
connector on the option cable.
ADF Cover
Lift this cover to clear paper jams.
Hinge Brackets
Attach the ADF by inserting them into
slots in the scanner body.
Document Tray
Place originals face
up here
Paper Alignment Marks
Align the top corners of
documents with the
appropriate mark. Paper Guide
Slide the movable paper guide
lightly against the side of the
document stack.
Stack Mark
Ensure that document
stacks do not rise above
this mark.

57
Attaching the ADF to the Scanner
Use the following procedures to attach the ADF to the scanner.
1. Ensure that the computer and all peripheral devices are turned off.
2. Unplug the scanner's power cord from the electrical outlet.
3. Grasp the scanner's document cover close to the hinges and lift it straight
off the scanner body.

63
Loading Documents
Observe the following precautions when loading documents into the ADF.
WARNING
• The maximum stack of documents that can be loaded into the ADF at one time is
indicated by the stack mark on the inner side of the paper guide. The ADF can
accommodate up to 20 sheets of standard copy paper or a stack of documents no higher
than 2 mm. Loading stacks higher than this may result in paper jams.
• Uncurl or straighten any documents that are curled or wrinkled.
1. Place documents face up on the document tray.
2 mm
Stack Mark

64
2. Push the left edge of the document stack flush against the paper guide
and as far under the ADF cover as possible.
• If the document is a standard size, align its top corner with the corresponding paper
alignment mark on the document tray.
3. Slide the movable paper guide lightly against the side of the stack.
• Shift the movable paper guide snugly up against the stack, but not so tightly that it
crimps the stack. Movable Paper Guide
Paper Alignment Mark

65
No tears No punched holes No staples or paperclips
Acceptable Media
The ADF can feed media falling within the following parameters.
• Standard paper sizes: B5, A4, Letter, Legal
Width: 182-216 mm (7.2-8.5 in.) / Length: 257-356 mm (10.1-14.0 in)
• Standard paper weights: 60-105 g/m
2
(16-28 lb.)
The following can cause paper jams and should be avoided.
• papers with weights higher or lower than the range given above
• non-rectangular media with irregular shapes
• specialty paper for color printers, glossy papers or papers with special coatings
• ripped, perforated or punched paper
• curled or wrinkled paper (See the warning on the next page for the allowable curl)
• papers joined with staples or paperclips (smoothen the papers after removing any
fasteners)
• papers with carbon paper attached
• coarse or fibrous papers
• overhead projector (OHP) or other transparencies
• adhesive labels or postcards
• papers to which tape or glue has added to the thickness
• color photocopier papers impregnated with oil

66
5 mm 30 ˚
ABC
WARNING
• Scan valuable or single-copy documents using the document glass, not the ADF, to avoid
the risk of damaging the original in a paper jam.
• The allowable curl on papers fed by the ADF is shown below. Do not use the ADF for
papers with curls exceeding 30˚.
To scan photographs, books and papers not suited for the ADF, lift up the ADF on its hinges,
position the item directly on the document glass and close the ADF. Then initiate the scan.
4. Close the ADF cover.

67
Software Settings
Follow the procedures below to set the software to scan documents loaded into the ADF. The settings
may differ between software programs.
NOTE
• The ADF can be used to scan at resolutions up to 600 dpi.
1. Start ScanGear CS-S.
• For instructions, see the Getting Started guide (p. 29).
2. Click the [FB1200S] tab.
Windows

68
3. Click the arrow of the [Image Source] list box and select [Document
Feeder].
This is all that is required to set the scanner to choose the ADF as the document source.
4. Load documents into the ADF and click the [Preview] button.
The first document will feed into the scanner and the preview image will begin to appear
in the ScanGear CS-S window.
•
The final scan is initiated in a later step. For instructions, see the Getting Started guide
(p. 32) or the ScanGear CS-S Users Guide.

69
1. Start Plug-in Module CS-S.
• For instructions, see the Getting Started guide (p. 41).
2. Open the [Preferences] menu and select [Auto document feeder].
This is all that is required to set the scanner to choose the ADF as the document source.
3. Load documents into the ADF and click the [Preview] button.
The first document will feed into the scanner and the preview image will begin to appear
in the Plug-in Module CS-S window.
•
The final scan is initiated in a later step. For instructions, see the Getting Started guide
(p. 43) or the Plug-in Module CS-S Users Guide.
Macintosh

73
After Clearing a Paper Jam
Return the delivery guide sheet, ADF unit, document tray and ADF cover to their original positions after
clearing a paper jam.
WARNING
• Refer to “Replacing the Delivery Guide Sheet” (p. 79) for instructions to remove the
delivery guide sheet.
• Be careful not to damage or dirty the delivery guide sheet. Either condition may cause
lines to appear on scanned images or reduce image quality in other ways.
• Replace the separator in the ADF if jams or misfeeds occur too frequently (p. 82).

74
Problems with Scanned Images
Streaked or unclear images may result if the transparent delivery guide sheet, which is located in the
image scanning field, or the white calibration plate beneath it, are dirty or damaged.
Follow the procedures below to clean or replace them.
Cleaning the Delivery Guide Sheet
1. Unplug the scanner and ADF power cords from the electrical outlet.
2. Lift up the ADF on its hinges.
3. Lightly wipe the outside of the delivery guide sheet and the white
calibration plate with a soft, dry cloth to remove the dirt.
Never use alcohol, thinners or
benzene to clean the equipment.
Delivery Guide Sheet
White Calibration Plate

75
WARNING
• Do not apply pressure to the delivery guide sheet. It is easily damaged.
• Never use alcohol, thinners or benzene to clean the equipment. They may distort, discolor
or dissolve the delivery guide sheet or white calibration plate.
4. Open the delivery guide sheet cover.
• To open the cover, press the lock clips on both sides inward (1) and pull forward on the
cover (2).
Press inward on the lock clips
and pull forward.

76
5. Lift out the delivery guide sheet and lightly wipe both the interior of the
ADF and the inner side of the delivery guide sheet with a soft, dry cloth.
WARNING
• Do not apply pressure to the surfaces. They are easily damaged.
• Never use alcohol, thinners or benzene to clean the equipment. They may distort, discolor
or dissolve the delivery guide sheet.
• Replace the delivery guide sheet if it is stained or damaged (p. 79).
ADF Interior
Inner Side of the Delivery
Guide Sheet
Never use alcohol, thinners or
benzene to clean the equipment.

77
6. Return the delivery guide sheet to its original position.
• Align the two holes in the delivery guide sheet with the pegs on the back side of the
cover.
7. Tuck the edge of the delivery guide sheet under the document cover.
• Gently lift up the edge of the document cover and insert the edge of the delivery guide
sheet under the flap.
WARNING
• Do not forcefully lift the document cover. It may warp or split.
Document Cover

79
Replacing the Delivery Guide Sheet
NOTE
• Replacement delivery guide sheets can be obtained through Canon scanner vendors or
one of the service centers listed at the end of this guide.
1. Lift up the ADF on its hinges.
2. Open the delivery guide sheet cover.
• To open the cover, press the lock clips on both sides inward (1) and pull forward on the
cover (2).
Press inward on the lock clips
and pull forward.

81
5. Tuck the edge of the delivery guide sheet under the document cover.
• Gently lift up the edge of the document cover and insert the edge of the delivery guide
sheet under the flap.
WARNING
• Do not forcefully lift the document cover. It may warp or split.
6. Close the delivery guide sheet cover.
WARNING
• Be extremely careful when closing the delivery guide sheet cover to keep the delivery
guide sheet from slipping off the pegs on the back side of the cover.
Document Cover

82
Frequent Misfeeds
Follow the procedures below if you are experiencing frequent misfeeds. You will need to clean or
replace the separator in the ADF.
NOTE
• Replacement separators can be obtained through Canon scanner vendors or one of the
service centers listed at the end of this guide.
1. Lift the ADF cover.

85
Troubleshooting
Please read the suggestions below when scanning isn’t proceeding as expected or when you encounter a
problem. If the remedies suggested below do not solve your problem or it is not listed below, consult
your Canon retailer or the nearest Canon Customer Support Help Desk.
NOTE
• When you contact a Customer Support Help Desk, our technicians need to know about
the computer connected to the scanner. Please take time now to fill in System
Information in the back of the Getting Started guide. Keep this information in a safe
place for future reference.
• For assistance with problems related to the installation and operation of the software,
please also refer to the Readme and Help files accompanying each program. These files
contain important information that may not be found in the manuals.

86
Problems with Software Installation
Installation is unsuccessful
Cause 1: Insufficient memory to run the installer program
Solution: Close other software programs that are running and reinstall
Cause 2: Insufficient free hard disk space
Solution: Delete or transfer unnecessary files from the hard disk and reinstall. Refer to
the Getting Started guide pages 20-21 for the required hard disk space
Nothing displays when the CanoScan Setup Utility CD-ROM is placed in the drive
Cause: CD-ROM will not automatically run the CanoScan Setup Utility
Solution:
Start the CanoScan Setup Utility manually (See Windows: p. 36, or Macintosh: p. 38)
Installation does not seem to be working (Windows)
Solution: Manually install the software by clicking the [Start] button, selecting [Run]
and typing one of the command lines below into the box. If your CD-ROM
drive is labeled other than [D:], substitute the appropriate letter, such as [E:]
or [F:], in the lines below.
To install ScanGear CS-S:
[D:\Scangear\English\Disk1\Setup.exe]
To install ScanGear Toolbox CS: [D:\Toolbox\English\Disk1\Setup.exe]
To install Adobe Photoshop 5.0 LE: [D:\Photosle\English\Setup.exe]
To install Caere OmniPage Limited Edition:
[D:
\Ople\Disk1\Setup.exe
]
To install Adobe Acrobat Reader 3.0: [D:\Acroread\English\Ar32e301.exe]
To view the electronic manuals included on the CanoScan Setup Utility CD-ROM,
open the individual PDF files in the [D:\MANUAL] folders.

87
Installation does not seem to be working (Macintosh)
Solution: Please double-click the following icons, then install manually.
To install Plug-in Module CS-S: CanonPI CS-S Installer
To install CanoScan Toolbox CS: CanoScan Toolbox CS Installer
To install Adobe Photoshop 5.0 LE:
Adobe Photoshop 5.0 LE\English\Install Photoshop LE
To install Adobe Acrobat Reader 3.0: Adobe Acrobat Reader\English\Reader 3.01 Installer
To view the electronic manuals included on the CanoScan Setup Utility CD-ROM,
open the PDF files in the folders in the [Manual] folder.
Problems Starting Software Programs
[Device initialization failed.] message is displayed (Windows)
[Scanner not connected!] message displayed (Macintosh)
Cause 1: Scanner not detected because the AC adapter is not correctly plugged into
the electrical outlet
Solution: Plug the AC adapter power cord securely into the electrical outlet and restart
the computer.
(See Getting Started, p. 19)
Cause 2: Scanner not detected because the AC adapter plug is not correctly connected
to the scanner
Solution: Reconnect the plug to the scanner and restart the computer. (See Getting
Started, p. 18)

88
Cause 3: Scanner not detected because the power cord is not securely plugged into
the AC adapter
Solution: Plug the power cord securely into the AC adapter and restart the computer
(See Getting Started, p. 19)
Cause 4:
Scanner not detected because the SCSI interface cable is not correctly connected
to the computer or the scanner, or the cable is not connected securely
Solution: Reconnect the SCSI interface cable to the scanner and computer, then restart
the computer (See Getting Started, pp. 17-18)
Problems starting ScanGear CS-S as a TWAIN driver from within another program
Cause 1: Insufficient memory (RAM) available to start ScanGear CS-S
Solution: Close programs other than the host program and start ScanGear CS-S
Cause 2: ScanGear CS-S already running as a TWAIN driver within another program
Solution: Close the ScanGear CS-S already running as a TWAIN driver (See ScanGear CS-S
User’s Guide)
Cause 3: ScanGear CS-S is not installed
Solution: Install ScanGear CS-S (See Getting Started, p. 22)
Cause 4: Program is not TWAIN_32 compatible
Solution: Start ScanGear CS-S from within a TWAIN_32 compatible program
Cause 5: The scanner not selected
Solution: Select scanner following the directions in the program’s manual

89
Problems starting Plug-in Module CS-S as a plug-in from within another program
Cause 1: Insufficient memory to start Plug-in Module CS-S
Solution: Close programs other than the host program and start Plug-in Module CS-S
Cause 2: Plug-in Module CS-S is not installed
Solution: Install Plug-in Module CS-S (See Getting Started, p. 34)
Cause 3: Plug-in Module CS-S is not installed in the program’s plug-in folder
Solution: Plug-in Module CS-S is a plug-in. If the other program does not have Plug-in
Module CS-S installed, it will not work. Install Plug-in Module CS-S (See
Getting Started, p. 34)
Problems with the Scanner
Scanner not identified (Part 1: Windows)
• Please also read Scanner Not Identified (p. 98)
Cause 1: SCSI card not properly installed
Solution: Install SCSI card properly (Make sure the SCSI card is securely plugged into
the slot)
Cause 2: SCSI driver not installed
Solution: Install SCSI driver (See Getting Started, p. 13)

90
Cause 3: SCSI card not operating correctly
Solution: Follow the procedures below to confirm the operation of the SCSI card.
• Windows 95/98
1. Click the [Start] button on the taskbar and select [Settings] and
[Control Panel].
2. Double-click the [System] icon.
3. Click the [Device Manager] tab.
4. Click the [+] icon that appears to the left of the [SCSI Controller]
option.
The SCSI card is not operating correctly if an exclamation mark (!) or (x)
appears on the SCSI driver name in the SCSI Controller option. Reinstall the
SCSI driver following the instructions in its manual.
• Windows NT 4.0
1. Click the [Start] button on the taskbar and select [Control Panel].
2. Double-click the [SCSI Adapter] icon.
3. Click the [Device] tab.
The SCSI card is not operating correctly if a SCSI driver name does not appear
in the [SCSI Adapter] option. Reinstall the SCSI driver following the
instructions in its manual.
Cause 4: IRQ or I/O port address conflict with another card (sound or network card)
Solution: Change the IRQ or I/O settings
Check the manuals included with the other cards for appropriate settings

91
Scanner not identified (Part 2)
• Please also read Scanner Not Identified (p. 98)
Cause 1: Scanner not turned on when computer started
Solution: Plug the scanner's power cord into an electrical outlet and restart the
computer.
Cause 2: SCSI interface cable is disconnected or loose
Solution: Securely connect SCSI interface cable and restart the computer. (See Getting
Started, p. 17-18)
Cause 3: SCSI interface cable improperly connected
Solution: There are many different types of SCSI connector. Check the connectors on
the computer and other devices (including the scanner) for a match with
both ends of the SCSI interface cable (See p. 26)
Cause 4: The SCSI interface cable has wrong impedance rating
Solution: Use a high-impedance SCSI interface cable (See p. 28)
Cause 5: SCSI ID conflict with another SCSI device
Solution 1: Set the SCSI ID to a different setting (See p. 20)
Solution 2: Check the manuals of the other SCSI devices
Cause 6: The SCSI terminator is not set correctly
Solution 1: Install (or set) a terminator on the last SCSI device. If scanner is the last
device, set the terminator switch to On
Solution 2: Remove terminators from SCSI devices other than the last one. If scanner is
not the last device, set the terminator switch to Off

92
Cause 7: Computer is not detecting the scanner properly
Solution:
Follow the procedures below to have the computer detect the scanner properly:
• Windows 95/98
1. Click the [Start] button on the taskbar and select [Settings] and
Control Panel].
2. Double-click the [System] icon.
3. Click the [Device Manager] tab.
4. Click the [+] icon that appears to the left of the [Canon Scanners] option.
The computer is not detecting the scanner properly if an exclamation mark
(!) or (x) appears on the [Canon IX-12015E] device under the [Canon
Scanners] option. Delete the [Canon IX-12015E] device and restart the
computer. Then perform the procedures for detecting the scanner again. (See
Getting Started, p. 22)
• Windows NT 4.0
1. Click the [Start] button on the taskbar and select [Control Panel].
2. Double-click the [SCSI Adapter] icon.
3. Click the [Device] tab.
4. Click the [+] icon that appears to the left of the SCSI card.
It is not operating correctly if [Canon IX-12015E] does not display beneath
the SCSI card icon. Restart the computer and perform the procedures for
detecting the scanner again. (See Getting Started, p. 22)

93
Problems with Scanning
Scanner will not scan
Cause 1: Scanner not powered up
Solution: Securely connect the AC adapter to the scanner and the power cord to the
electrical outlet, then restart the computer. (See Getting Started, p. 19)
Cause 2: Scanning unit locked
Solution: Unlock scanning unit by setting lock switch to unlocked position (See p. 17)
Cause 3: Software incorrectly installed
Solution: Reinstall software (See Getting Started, p. 20)
Cause 4: For Windows: ScanGear CS-S not installed. Adobe Photoshop 5.0 LE or Caere
OmniPage Limited Edition are insufficient by themselves to scan images.
ScanGear CS-S is required.
Solution: Install ScanGear CS-S (See Getting Started, p. 20)
Cause 5:
For Macintosh: Plug-in Module CS-S is not properly installed. Adobe
Photoshop 5.0 LE is insufficient by itself to perform scans. Plug-in Module
CS-S is required
Solution: Install Plug-in Module CS-S (See Getting Started, p. 34)

94
Scanning unit fails to return to ready position (rear of scanner)
Cause: Power cord fell out of contact with the electrical outlet or the AC adapter
was unplugged from the scanner while scanning unit in motion
Solution:
Clear all documents and objects from the document glass, close the document
cover, unplug the power cord from the electrical outlet and then plug it back in
Scan quality is poor
Cause 1: Document cover is open
Solution: Close the document cover (and cover thick documents with a dark cloth)
Cause 2: Original document floating on document glass
Solution: Gently press down on the document cover to prevent floating
Cause 3: Improperly closed or floating document cover
Solution: Hold document cover down with hand during scan
Cause 4: Dirty document glass or document cover
Solution: Clean document glass or document cover (See p. 100)
Cause 5: Incorrect scan settings
Solution: Rescan with adjusted settings (See the ScanGear CS-S or Plug-in Module CS-S
Users Guide electronic manual)
Cause 6: A power cord is too close to the scanner
Solution: Move all power cords away from the top of the scanner and surrounding
area

95
Glossy color photo will not scan clearly
Cause: Optical interference created by the photo adhering to document glass
produces striped patterns
Solution 1: Gently press down on the document cover
Solution 2: Move the photo on the document glass to break the adhesion
Solution 3: Clean the document glass (See p. 100)
Stripes appear on scan of publication
Cause: Moiré effect from scan of publication at low resolution (print screen lines
highlighted by optical interference, producing striped patterns). This effect
may occur with particular combinations of printed matter screen line
densities and scanning resolutions
Solution: Rescan at different resolutions or turn on the [Descreen] option (See the
ScanGear CS-S or Plug-in Module CS-S Users Guide electronic manual).
Whitened edges on image scanned from thick book
Cause: Scanner employs an ultra-sensitive scanning unit that picks up ambient light
entering around the edges of the book
Solution: Cover the book and document glass with a dark cloth to prevent ambient
light from affecting the scan
Slow scanning speed
Cause: Resolution is set higher than necessary
Solution: Lower the resolution.

96
Problems with the Automatic Document Feeder (ADF-S9)
Documents Are Not Scanning
Cause 1: ADF power not on
Solution:
Ensure that the ADF option cable is correctly connected to the AC adapter and
that the power cord is plugged into a functioning electrical outlet. (See p. 59)
Cause 2: ADF connector cable not attached
Solution: Connect the ADF connector cable to the option cable as specified. (See p. 61)
Cause 3: [Automatic Document Feeder] not selected in ScanGear CS-S or Plug-in
Module CS-S
Solution:
Select the [Automatic Document Feeder] option in either program. (See p. 67)
Cause 4: Document(s) incorrectly placed in ADF
Solution: Reposition the document(s) correctly. (See p. 63)
Cause 5: ADF cover not closed properly
Solution: Close the ADF cover completely.
Cause 6: Paper jam
Solution: Clear the paper jam. (See p. 70)
Frequent Misfeeds
Cause 1: Paper dust accumulated on separator or separator damaged
Solution: Clean or replace the separator. (See p. 82)

97
Cause 2: Documents sticking together
Solution: Fan the documents well to separate them before placing them in the ADF.
(See p. 65)
Cause 3: Documents curled or wrinkled
Solution: Uncurl or straighten out wrinkles before placing the documents in the ADF.
(See p. 65)
Lines Appear on Images
Cause: The delivery guide sheet is dirty or damaged
Solution: Clean or replace the delivery guide sheet. (See p. 74)
Scanned Image Quality is Poor
Cause: The delivery guide sheet or the white calibration plate is dirty
Solution: Clean the delivery guide sheet and/or the white calibration plate. (See p. 74)
Other Issues
Can a Film Adapter Unit (FAU) Be Used with this Scanner?
Answer: Yes, the FAU-S10 film adapter unit can be installed on the scanner. (Sold
separately)
Can an Automatic Document Feeder (ADF) Be Used with this Scanner?
Answer: Yes, the ADF-S9 automatic document feeder can be installed on the scanner.
(Sold separately)

98
SCSI card installed?
[SCSI Controller] icon displayed on
Windows [Device Manager] tab?
[SCSI Driver] icon displayed on
SCSI Controller icon?
Is the [!] mark displayed in
the [SCSI Driver]?
Yes
Yes
Yes
Yes
Yes
No
No
No
No
No
Reinstall the SCSI card
Reinstall the SCSI driver
Reinstall SCSI driver
Change address of the IRQ and I/O port
Scanner not identified (Part 1)
Let’s go to [Scanner Not Identified
(Part 2)] (Next page)
Windows Macintosh
Are there other SCSI boards
installed other than this board?
Install the SCSI card
Scanner Not Identified
If the scanner is not identified, check the following in order.

99
Was the scanner on when the computer was started?
Is the SCSI interface cable disconnected or loose?
Is the SCSI interface correctly connected?
Is the SCSI interface cable a high-impedance type?
Is the SCSI ID repeated from another SCSI device?
Is the terminator correctly set?
Yes
No
Yes
Yes
No
Yes
No
No
No
Yes
Yes
No
Scanner not identified (Part 2)
Connect the AC adapter, turn ON the scanner then
start the computer
Properly connect the SCSI interface cable
Use a high-impedance type SCSI interface cable
Change settings of SCSI ID
Correct settings of terminator
Contact Customer Support Help Desk (Back Pages)

100
Care and Maintenance
Clean off the dirt and dust that adheres to the exterior, document glass and document cover of the
scanner during the course of ordinary operation using the following procedures.
1. Power down the computer and peripheral devices.
2. Unplug the AC adapter from the electrical outlet.
3. Dampen a clean, soft cloth with water and wring the cloth well. Use the
well-wrung cloth to gently remove dirt and dust. Be particularly careful to
remove any traces of dirt or liquid from the document glass by wiping it
with a dry soft cloth.
• Do not dampen the connectors, ports or other metallic components on the scanner’s back
panel. Immediately remove any moisture that contacts these components by wiping them
with a dry cloth.
• Do not use a sodden cloth or apply a liquid directly to any portion of the scanner. Any
moisture that enters the interior, the underside of the document glass or the sensors,
may degrade image quality and lead to malfunctions.
• Never use substances containing alcohol, thinners or benzene on the equipment. These
substances may deform, discolor or dissolve the casing.

101
Never use substances
containing alcohol,
thinners or benzene to
clean the equipment.
Outer Casing Document
Cover
Document Glass
4. Thoroughly remove any moisture or water vapor from the scanner with a
dry cloth.
Moisture left on the document glass or cover may damage photographs and other
documents as well as interfere with imaging.

102
CanoScan FB1200S
Scanner Type Flatbed (stationary document type)
Scanning Element CCD 3 line color
Light Source Cold cathode fluorescent lamp
Optical Resolution 1200 x 1200 dpi
Selectable Resolution 50-9600 dpi (ScanGear CS-S)
25-9600 dpi (Plug-in Module CS-S)
Scanning Bit Depth Color 12-bit input/12-bit or 8-bit output per RGB channel
Grayscale 12-bit input/12-bit or 8-bit output
Scanning Speed Color 8.16 msec/line (24bit output)
Grayscale 2.72 msec/line (8 bit output)
B&W 2.72 msec/line
Preview Speed 15 sec
Start Button Yes
Interface SCSI
Connectors Half Pitch 50-Pin (1), D-Sub 25-Pin (1)
Terminator Onboard
Scanning Area Reflectives 216 x 297 mm (8.5 x 11.7 in.) (A4/Letter)
Transparencies 203 x 274 mm (8.0 x 10.8 in.)
Operating Range Temperature 5º to 35º C (41º to 95º F)
Humidity 10% to 90% (without condensation formation)
Power Requirements AC adapter (depends on the area where the scanner is used)
Power Consumption 35 watts or lower maximum
Standby 12 watts or lower (provided AC adapter used)
Dimensions 291 x 459 x 94 mm (11.4 x 18.0 x 3.7 in.)
Weight Approximately 4.0 kg (8.8 lbs.)
Options FAU-S10 Film Adapter Unit, ADF-S9 Automatic Document Feeder
Major Specifications

103
Automatic Document Feeder (ADF-S9)
Acceptable Paper Sizes A4, B5, Letter, Legal (Width: 182-216 mm) (Length: 257-356 mm)
*Cannot feed transparencies
Scanning Speed 2.72 msec/line (B&W)
Colors Black and white (2 colors)
Maximum Sheets 20 sheets (80g/m2) (stacks 2 mm or less)
Paper Thickness 60-105 g/m2
Power Requirements AC adapter (depends on the area where the scanner is used)
Dimensions (w x l x h) ADF Unit Only 286 x 413 x 58 mm (11.3 x 16.3 x 2.3 in.)
Assembled 291 x 459 x 135 mm (11.5 x 18.1 x 5.3 in.)
Approximate Weight 2.2 kg (4.9 lb.)
*Transfer time to computer is not included.
• Product specifications are subject to change without notice.

104
Index
A
AC adapter 18
ADF 54,55
Adobe Acrobat Reader 3.0 42
Exit 49
Alignment Mark 17,29
Automatic Document Feeder 54
C
CanoScan Setup Utility CD-ROM 34
Displaying the Contents 50
Exit 53
Start 35(Win), 37(Mac)
Troubleshooting 52
Care and Maintenance 100
Connecting to the Computer 20
Connecting Two or More SCSI Devices 20
Connector Types 26,27
D
D-Sub 25-Pin 26,27
Daisy Chain Configuration 20
Dip Switch 18,22
Document Cover 17
Document Glass 17
E
Electronic Manual 41
Using 45
Viewing 43
F
FAU 9
Film Adapter Unit 9
L
Locations 10,15
Locations to Avoid 15
Lock Mark 32
Lock Position 32
Lock Switch 17,32
M
Maximum Scanning Size 30
Menu Window 35(Win), 37(Mac)
P
Positioning Documents 29
Power Connector 18
Power cord 18
Power Supply 11

106
Customer Support Help Desks
CANON (UK) LTD.
Canon House, Manor Road, Wallington, Surrey SM6
0AJ, United Kingdom
For technical support, please contact Canon Helpdesk.
Helpdesk:
P.O. Box 431, Wallington, Surrey SM6 0XU
TEL: (0990) 143 723 (Calls may be recorded.)
FAX: (0990) 143-340
BBS: (0990) 143-350
For sales equiries: (0121) 666-6262
CANON FRANCE S.A.
17, quai du Président Paul-Doumer
92414 Courbevoie Cedex, France
Tél.01 4199 7777
Fax.01 4199 7951
Hotline:
Tél.01 4199 7070
CANON DEUTSCHLAND GmbH
Postfach 528, 47705 Krefeld, Germany
CANON- Hotline-Service
Customer Support: (0 21 51)349-555
Info-Desk: (0 21 51)349-566
Mailbox: (0 21 51)349-577
Telefax: (0 21 51)349-588
CANON ITALIA S.p.A
Palazzo L, Strada 6,
20089 MilanoFiori-Rozzano (MI), Italy
TEL: 02/8248. 1
FAX: 02/8248. 4604
Pronto Canon 02/8249. 2000
http://www.canon.it
CANON OY AB
Kornetintie, 3, 00380 Helsinki, Finland
Puhelin: 010 544 20
Help Desk: 0600-0-22606 (maksu 14,80 mk/min)
Fax: 010 544 4571
CANON SVENSKA AB
Stensätravägen 13, S-127 88, Skärholmen, Sweden
CANON DANMARK
Vasekær 12, DK-2730 Herlev, Denmark
Hotline: 44 88 26 66
http://www.canon.dk
CANON NORGE AS
Hallagerbakken 110, Boks 33, Holmlia 1210 Oslo 12,
Norway
Tlf: 2262 9321
FAX. 2262 0615

107
CANON BENELUX NEDERLAND N.V.
Neptunusstraat 1, 2132 JA Hoofddorp
The Netherlands
Tel: 023-5 670 123
Fax: 023-5 670 124
Helpdesk: 023-5 681 681
CANON BENELUX BELGIUM N.V./S.A.
Bessenveldstraat 7, 1831 Diegem, Belgium
Tel: 02 7220411
Fax: 02 7213274
Helpdesk: 02 7220404
CANON GmbH
Zetschegasse 11, 1232 Wien, Austria
CANON (SCHWEIZ) A.G.
Industriestrasse 12, CH-8305 Dietlikon
Switzerland
Tel: (01)835 61 61
Fax: (01)835 68 60
Hotline: 157 30 20
CANON ESPAÑA S.A.
C/Joaquin Costa No 41, 28002 Madrid, Spain
Help Desk: 906.301255
Tel.: 91-5384500
Fax.: 91-4117780
I-OE-021AA © CANON INC. 1999 CREATED IN JAPAN
CANON AUSTRALIA PTY. LTD.
1 Thomas Holt Drive, North Ryde, Sydney N.S.W. 2113,
Australia
Info-Line: (02)9805 2864
CANON NEW ZEALAND LTD.
Fred Thomas Drive, Takapuna, P.O. Box 33-336 Auckland,
New Zealand
Info-Line: 0900-522666
CANON HONG KONG CO., LTD.
10/F, Lippo Sun Plaza, 28 Canton Road
Tsimshatsui, Kowloon, Hong Kong
CANON SINGAPORE PTE. LTD.
79 Anson Road #09-01/06, Singapore 079906
CANON LATIN AMERICA, INC.
6505 Blue Lagoon Drive Suite 325, Miami Florida 33126,
U.S.A.
CANON EUROPA N.V.
P.O. Box 2262 1180 EG Amstelveen, The Netherlands
CANON INC.
30-2 Shimomaruko 3-chome, Ohta-ku
Tokyo 146-8501, Japan























