CipherLab 3GC-8001 CRADLE User Manual rev
CipherLab Co., Ltd. CRADLE rev
User Manual_rev.pdf

3G/GPRS Cradle
For 8 Series Mobile Computers
Version 1.03

Copyright © 2015 CIPHERLAB CO., LTD.
All rights reserved
The software contains proprietary information of CIPHERLAB CO., LTD.; it is provided
under a license agreement containing restrictions on use and disclosure and is also
protected by copyright law. Reverse engineering of the software is prohibited.
Due to continued product development this information may change without notice. The
information and intellectual property contained herein is confidential between CIPHERLAB
and the client and remains the exclusive property of CIPHERLAB CO., LTD. If you find
any problems in the documentation, please report them to us in writing. CIPHERLAB
does not warrant that this document is error-free.
No part of this publication may be reproduced, stored in a retrieval system, or
transmitted in any form or by any means, electronic, mechanical, photocopying,
recording or otherwise without the prior written permission of CIPHERLAB CO., LTD.
For product consultancy and technical support, please contact your local sales
representative. Also, you may visit our web site for more information.
The CipherLab logo is a registered trademark of CIPHERLAB CO., LTD.
All brand, product and service, and trademark names are the property of their registered
owners.
The editorial use of these names is for identification as well as to the benefit of the
owners, with no intention of infringement.
CIPHERLAB CO., LTD.
Website: http://www.cipherlab.com

FOR USA
This equipment has been tested and found to comply with the limits for a Class B digital
device, pursuant to Part 15 of the FCC Rules. These limits are designed to provide
reasonable protection against harmful interference in a residential installation. This
equipment generates, uses and can radiate radio frequency energy and, if not installed
and used in accordance with the instructions, may cause harmful interference to radio
communications. However, there is no guarantee that interference will not occur in a
particular installation. If this equipment does cause harmful interference to radio or
television reception, which can be determined by turning the equipment off and on, the
user is encouraged to try to correct the interference by one or more of the following
measures:
Reorient or relocate the receiving antenna.
Increase the separation between the equipment and receiver.
Connect the equipment into an outlet on a circuit different from that to which the
receiver is connected.
Consult the dealer or an experienced radio/TV technician for help.
This device complies with Part 15 of the FCC Rules. Operation is subject to the following
two conditions: (1) This device may not cause harmful interference, and (2) this device
must accept any interference received, including interference that may cause undesired
operation.
FCC Caution: Any changes or modifications not expressly approved by the party
responsible for compliance could void the user’s authority to operate this equipment.
This transmitter must not be co-located or operating in conjunction with any other
antenna or transmitter.
Radiation Exposure Statement:
This equipment complies with FCC radiation exposure limits set forth for an uncontrolled
environment. This equipment should be installed and operated with minimum distance
20cm between the radiator & your body.
IMPORTANT NOTICES

FOR EUROPE
This device complies with the essential requirements of the R&TTE Directive 1999/5/EC.
The following test methods have been applied in order to prove presumption of
conformity with the essential requirements of the R&TTE Directive 1999/5/EC:
- EN 60950-1: 2006+A11:2009+A1:2010+A12:2011+A2:2013
Safety of Information Technology Equipment
- EN 301 908-1 V6.2.1: 2013
Electromagnetic compatibility and Radio spectrum Matters (ERM); Base Stations (BS),
Repeaters and User Equipment (UE) for IMT-2000 Third-Generation cellular networks;
Part 1: Harmonized EN for IMT-2000, introduction and common requirements, covering
essential requirements of article 3.2 of the R&TTE Directive
- EN 301 908-2 V6.2.1: 2013
IMT cellular networks; Harmonized EN covering the essential requirements of article 3.2
of the R&TTE Directive; Part 2: CDMA Direct Spread (UTRA FDD) User Equipment (UE)
- EN 301 511 V9.0.2: 2003
- Global System for Mobile communications (GSM); Harmonized standard for mobile
stations in the GSM 900 and DCS 1800 bands covering essential requirements under
article 3.2 of the R&TTE directive (1999/5/EC)
-EN 301 489-1 V1.9.2: 2011
Electromagnetic compatibility and Radio Spectrum Matters (ERM); ElectroMagnetic
Compatibility (EMC) standard for radio equipment and services; Part 1: Common
technical requirements
-EN 301 489-7 V1.3.1: 2005
ElectroMagnetic compatibility and Radio spectrum Matters (ERM); ElectroMagnetic
Compatibility (EMC) standard for radio equipment ad services; Part 7: Specific conditions
for mobile and portable radio and ancillary equipment of digital cellular radio
telecommunications systems (GSM and DCS)
-EN 301 489-24 V1.5.1: 2010
Electromagnetic compatibility and Radio Spectrum Matters (ERM); ElectroMagnetic
Compatibility (EMC) standard for radio equipment and services; Part 24: Specific
conditions for IMT-2000 CDMA Direct Spread (UTRA) for Mobile and portable (UE) radio
and ancillary equipment
-EN 62311: 2008
Assessment of electronic and electrical equipment related to human exposure restrictions
for electromagnetic fields (0 Hz-300 GHz)
(IEC 62311:2007 (Modified))

SAFETY PRECAUTIONS
RISK OF EXPLOSION IF BATTERY IS REPLACED BY AN INCORRECT TYPE.
DISPOSE OF USED BATTERIES ACCORDING TO THE INSTRUCTIONS.
The use of any batteries or charging devices, which are not originally sold or
manufactured by CipherLab, will void your warranty and may cause damage to
human body or the product itself.
DO NOT disassemble, incinerate or short circuit the battery.
DO NOT expose the scanner or the battery to any flammable sources.
For green-environment issue, it's important that batteries should be recycled in a
proper way.
Under no circumstances, internal components are self-serviceable.
The charging and communication cradle uses an AC power adapter. A socket outlet
shall be installed near the equipment and shall be easily accessible. Make sure there
is stable power supply for the mobile computer or its peripherals to operate properly.
CARE & MAINTENANCE
This cradle is intended for indoor use only. It may do damage to the cradle when
being exposed to extreme temperatures or soaked wet.
When the body of the cradle gets dirty, use a clean and wet cloth to wipe off the dust.
DO NOT use/mix any bleach or cleaner. Always keep the cradle dry.
If you shall find the cradle malfunctioning, write down the specific scenario and
consult your local sales representative.

Version Date Notes
1.03 Jan. 20, 2014 Designed with the antenna inside
1.02 Nov. 09, 2012
Add:
3.1 Detect Baud Rate
AT Commands (AT+BAUD)
Modification:
Main Menu pictures (with “DetectBaudRate” item) updated
1.01 May.25,2012 Add CE/IC Warning information
1.00 March.12,2012
Initial release
RELEASE NOTES

1
Capable of charging the 3.7 V, 700 mAh Li-ion battery, the 3G/GPRS Cradle is specifically
designed for 8000 Series Mobile Computers to connect to WWAN via 3G/GPRS or GSM
data services.
This manual serves to guide you through how to install, configure, and operate the
3G/GPRS Cradle. We recommend you to keep one copy of the manual at hand for quick
reference or maintenance purposes. To avoid any improper disposal or operation, please
read the manual thoroughly before use.
Thank you for choosing CipherLab products!
INTRODUCTION

2
3G/GPRS Cradle
Reference Manua
l
3G/GPRS CRADLE
No.
Description No.
Description
1 LED Indicators (POWER, TX/RX, LAN) 3 SIM Card Slot
3 Power Jack
Note: It is recommended that the charging devices be operated at room temperature
(18°C to 25°C) for optimal performance. The charging devices will not charge the
battery when the temperature drops below 0°C or exceeds 40°C.

3
Introduction
INSTALLATION
1) Remove the rubber cover at the back of the cradle.
2) Insert your SIM card and replace the rubber cover.
The SIM card orientation is as shown in the illustration below, with contacts facing
down. Refer to Chapter 3 Using 8000 to Configure 3G/GPRS Cradle.
3) Seat the mobile computer in the cradle.
4) Connect the power supply cord to a suitable power outlet, and the cradle’s POWER
indicator will become red. The cradle is ready for charging the mobile computer.
Note: You need to take out your SIM card when it is not in use. Always disconnect the
power supply before removing the SIM card.

4
3G/GPRS Cradle
Reference Manua
l
HARDWARE FEATURES
GPRS Cradle:
Quad-band EGSM 850/900 MHz and GSM 1800/1900 MHz
GPRS multi-slot Class 10
Full PBCCH support
Comply with GSM phase 2/2+
3G/GPRS Cradle:
WWAN – 3.75G UMTS/HSUPA
Supported Bands
- HSUPA: 850/900/AWS/1900/2100
- GSM/GPRS/EDGE: 850/900/1800/1900
Technology Supported
- HSUPA Release 6
- GPRS/EDGE Multislot class10
- GSM CS SMS
Note: Depending on carrier support.
IN THE PACKAGE
The following items are included in the package. Save the box and packaging material for
future use in case you need to store or ship the cradle.
3G/GPRS Cradle, complete set including power adapter and supply cord
Quick Start Guide
Note: This manual is included in the Product CD shipped with CipherLab related
products.

5
The 3G/GPRS Cradle is a charging & communication cradle, specifically designed for
connecting CipherLab 8000 Series Mobile Computers to WWAN via 3G/GPRS or GSM data
services. Refer to Appendix I Programming Support.
This chapter explains the working mode supported by the 3G/GPRS Cradle. For quick
deployment, we provide a utility (.SHX) that can be downloaded to your mobile computer
and used to configure, test, and upgrade firmware of as many cradles as you have. Refer
to Chapter 3 Using 8000 to Configure 3G/GPRS Cradle and Chapter 4 Upgrading
Firmware.
Please contact your Internet service provider (ISP) or network operator for information
on 3G/GPRS related settings, such as
APN (name of access point that connects the mobile network to the Internet)
IP address (DHCP or static)
User name and password (may be optional, depending on Challenge-Handshake
Authentication Protocol)
Note: It is recommended that the charging devices be operated at room temperature
(18°C to 25°C) for optimal performance. The charging devices will not charge the
battery when the temperature drops below 0°C or exceeds 40°C.
Chapte
r
1
USING 3G/GPRS CRADLE

6
3G/GPRS Cradle
Reference Manual
1.1 WORKING MODE
1.1.1 MODEM MODE
It works as a 3G/GPRS modem. Refer to Chapter 2 How Modem Mode Works

7
Chapter 1
Using
3G
/GPRS
Cradle
1.2 UNDERSTANDING STATUS INDICATORS
The cradle provides three LED indicators on the front panel to indicate status. Refer to
Chapter 2 How Modem Mode Works for information on the initialization stages after
powering on the cradle.
Normally, when the power cord is good and properly connected, the POWER indicator will
become solid.
POWER TX/RX LAN STATUS
Solid Red -- -- Power on
Off -- -- Power off
Solid Red Flashing Green Flashing Green Initializing
Solid Red Off Slow Flashing Green (1s period) Standby
Solid Red Flashing Green Off Initialization Error
Solid Red Off Fast Flashing Green (0.3s period)
Dialing Out
Solid Red Off Solid Green Connected
Solid Red Flashing Green Solid Green Data Transferring

8
3G/GPRS Cradle
Reference Manual

9
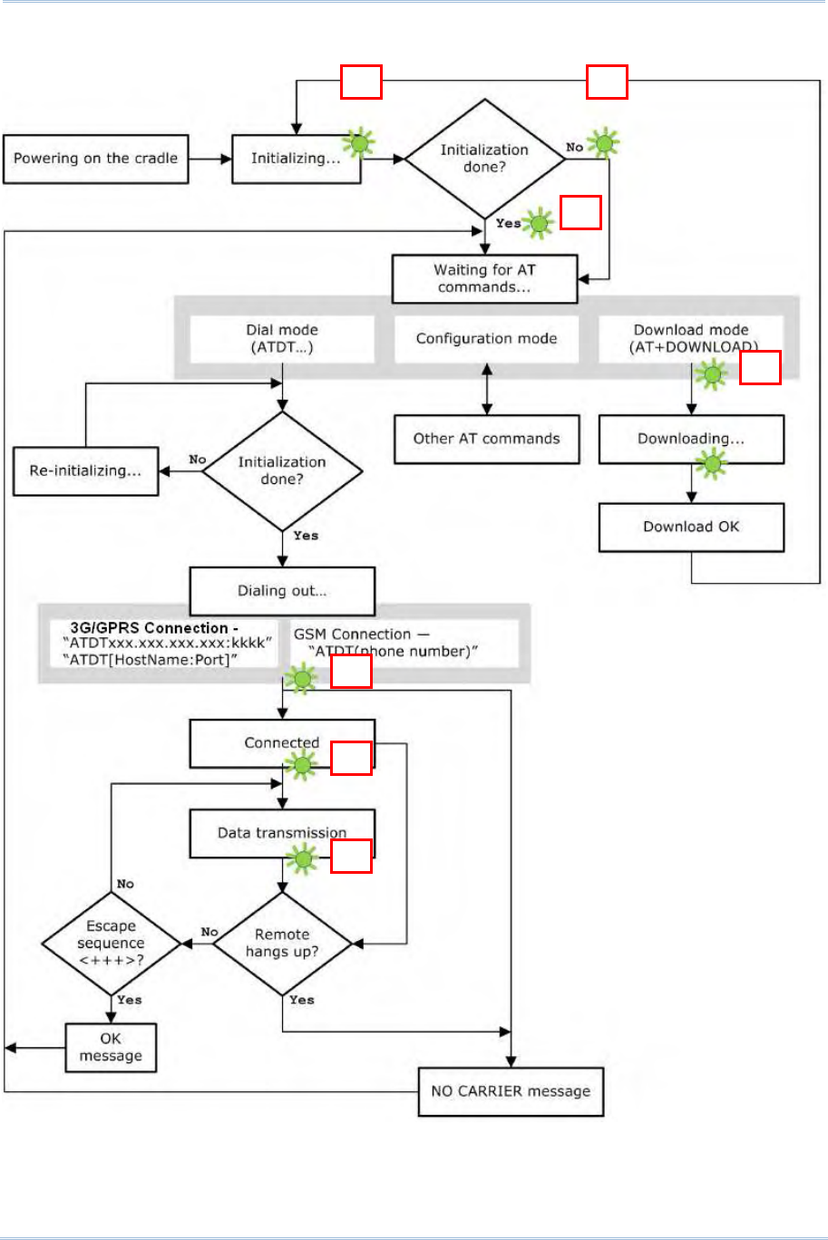
Referring to the flow chart on the next page, the TX/RX and LAN indicators are used to
indicate a specific stage of initialization, data connection, as well as firmware download.
They are explained below (by number).
1) Initializing
After powering on, the TX/RX and LAN indicators will flash in turn at the time interval
of 0.25 seconds for 30 seconds, indicating the cradle is in initialization process.
2) Initialization OK
If initialization is done successfully, the LAN indicator will flash at the time interval of
1 second, waiting for AT commands.
3) Initialization NG
If initialization fails, the TX/RX indicator will flash at the time interval of 0.5 seconds,
indicating an error occurs. For example, it might fail to pass PIN authentication, the
signal strength is weak for the network, the Access Point name is incorrect, etc. For
details on the specific initialization error, use “AT+ERR?” to get the error code.
Although initialization fails, the cradle can still accept AT commands. In case of the
“ATDT” command, it will re-initialize before dialing out.
4) Dialing out
When in Dial mode (ATDT), the LAN indicator will flash at the time interval of 0.3
seconds for 20 seconds.
5) Connected
When in Dial mode (ATDT), the LAN indicator will become green after successfully
establishing a connection.
6) Data Transmission
When in Dial mode (ATDT), the TX/RX indicator will flash as long as data transmission
occurs.
7) Download Ready/Downloading
When in Download mode (AT+DOWNLOAD), the TX/RX and LAN indicators will flash
to indicate the cradle is ready for downloading or downloading is in progress.
Chapter
2
HOW MODEM MODE WORKS

10
3G/GPRS Cradle
Reference Manual
1
3
2
4
5
6
7

11
Chapter 2
How Modem Mode
2.1 DIALING OUT
When the mobile computer is seated in the cradle, it can send the collected data back to
a remote server, as well as download lookup files, via GSM or 3G/GPRS.
When dialing out (ATDT), the LED of LAN will flash at the time interval of 0.3 seconds for
20 seconds. When connected, the LED of LAN will become green after successfully
establishing a connection. The LED of TX/RX will flash as long as data transmission
occurs.
Note: It is suggested to issue the command “AT” every five seconds for best practice, in
order to check whether the mobile computer is seated in the cradle.
The escape sequence, consisting of three characters “+++”, is used to terminate
the data connection.
2.1.1 GSM CONNECTION
When initialization is done, issue ATDT(phone number) to establish data connection via
GSM.
Note: GSM support is dependant on your Network operator and your ISP. Typically GSM
is used with 2G SIM cards.
2.1.2 3G/GPRS CONNECTION
When initialization is done, issue ATDTxxx.xxx.xxx.xxx:kkkk or ATDT[HostName:Port] to
establish data connection via 3G/GPRS. The buffer size of the cradle is 1460 bytes, and
data packet will be sent out as long as it satisfies any of the following requirements:
buffer is full (= maximum packet size is 1460 bytes)
delimiter character is encountered
end of transmission timeout (= no transmission for 5 milliseconds)

12
3G/GPRS Cradle
Reference Manual
2.2 CONFIGURING THE CRADLE
Regardless of the result of initialization, you can issue AT commands to configure the
cradle, such as
Perform the echo test between the mobile computer and the cradle.
Write the current settings to flash or load factory defaults.
Get the hardware version (Serial Number) or firmware version of the cradle.
Set PIN authentication, enable or disable.
Change PIN code of SIM card.
Send delimiter during data transmission.
For 3G/GPRS connection — Change Access Point name, apply Challenge-Handshake
Authentication Protocol (CHAP), and so on.
2.2.1 GENERAL SETTINGS
AT Commands Description GSM
3G/GPRS
AT Get echo from the cradle. √ √
ATF Load factory defaults. √ √
ATW Write the current settings to flash. √ √
AT+KVER? Get the firmware version of the cradle kernel
program.
√ √
AT+SN? Get the serial number of the cradle. √ √
AT+VER? Get the firmware version of the cradle user
program.
√ √
AT+CGSN? Get the IMEI number. √ √
AT+BAUD= Set Baud rate (only for 3G Cradle) √ √
2.2.2 CONNECTION SETTINGS
AT Commands Description GSM
3G/GPRS
AT+CLCK=SC, 2 Get the information about whether PIN
authentication is applied to the facility lock of
SIM card.
√ √
AT+CLCK=SC,
<Parameter>, <PIN>
Set PIN authentication, enable or disable. √ √
AT+CPIN? Get the information about whether PIN or PUK
code is required.
√ √
AT+CPIN= Set PIN code for authentication. √ √
AT+CPWD=SC Change PIN code of SIM card. √ √
AT+DLMT? Get the delimiter check status, as well as the
delimiter character if in use.
√ √
AT+DLMT= Set the delimiter check, enable or disable. √ √

13
Chapter 2
How Modem Mode
AT+APN? Get the Access Point Name (APN) currently in
use.
√
AT+APN= Set the Access Point Name (APN) you want to
connect to.
√
AT+CHAP? Get the Challenge-Handshake Authentication
Protocol (CHAP) setting.
√
AT+CHAP= Set the Challenge-Handshake Authentication
Protocol (CHAP) setting, enable or disable.
√
AT+DHCP? Get the Dynamic Host Configuration Protocol
(DHCP) setting.
√
AT+DHCP= Set the Dynamic Host Configuration Protocol
(DHCP) setting, enable or disable.
√
AT+IP? Get the fixed IP address of the cradle. √
AT+IP= Set the fixed IP address of the cradle. √
AT+PSW? Get the password for Challenge-Handshake
Authentication Protocol (CHAP).
√
AT+PSW= Set the password for Challenge-Handshake
Authentication Protocol (CHAP).
√
AT+USER? Get the user name for Challenge-Handshake
Authentication Protocol (CHAP).
√
AT+USER= Set the user name for Challenge-Handshake
Authentication Protocol (CHAP).
√

14
3G/GPRS Cradle
Reference Manual

15
For deployment engineers, download the runtime program “8000Deploy3G.shx” to the
mobile computer, and then use it to deploy a set of standard settings to the cradle, as
well as perform functionality testing.
1) Run one of the CipherLab download utilities on your desktop computer, for example,
“ProgLoad.exe”. Choose the correct interface, COM port, baud rate, file type, and
browse the file system to locate the utility “8000Deploy3G.shx”.
2) Press [8]+[Power] on the mobile computer to turn it on and access the Program
Manager menu.
You may download the program directly to the active memory sector “ACT”, or to an
empty sector and activate the program later. Choose the correct interface and baud
rate that match the settings on your desktop computer.
3) Upon completion of the download process, you have to activate the program if it is
downloaded to an empty sector.
4) The program “8000Deploy3G.shx” will start itself in a few seconds.
5) Set Baud rate, if necessary (please refer to 3.1 Detect Baud Rate).
6) Go to 2. Settings | 2. Configure to configure cradle settings, such as PIN code,
name of access point, etc.
Note: You must input the correct PIN code even though authentication is disabled!
You can check all these settings via 2. Settings | 1. Information.
C
hapter
3
USING 8000 TO CONFIGURE 3G/GPRS CRADLE

16
3G/GPRS Cradle
Reference Manual
Go through the following steps with each cradle:
7) Connect the power supply cord to a suitable power outlet.
Note: After powering on, the POWER indicator will become red. The TX/RX and LAN
indicators will flash in turn at the time interval of 0.25 seconds for 30 seconds,
indicating the cradle is in initialization process. Then, TX/RX indicator will keep on
flashing, indicating a failure in initialization due to lack of SIM card. Ignore it!
8) Seat the mobile computer in the cradle.
Go to 2. Settings | 4. Default Set to reset the cradle.
9) Disconnect the power supply cord.
10) Insert SIM card to the cradle.
11) Re-connect the power supply cord.
Note: After powering on, the POWER indicator will become red. The TX/RX and LAN
indicators will flash in turn at the time interval of 0.25 seconds for 30 seconds,
indicating the cradle is in initialization process. Then, the LEDs will flash differently
according to the status: (1) If the TX/RX indicator flashes, it means initialization
failed due to incorrect PIN; (2) If the LAN indicator flashes, it means initialization
is done successfully, either with correct PIN or PIN not required at all.
12) Go to 2. Settings | 3. Download to download your settings to the cradle.

17
Chapter 3
Using 8000 to Configure 3G/GPRS Cradle
13) Disconnect the power supply cord.
14) Re-connect the power supply cord.
Note: After powering on, the POWER indicator will become red. The TX/RX and LAN
indicators will flash in turn at the time interval of 0.25 seconds for 30 seconds,
indicating the cradle is in initialization process. Then, the LEDs will flash differently
according to the status: (1) If the TX/RX indicator flashes, it means initialization
failed due to incorrect PIN; (2) If the LAN indicator flashes, it means initialization
is done successfully, either with correct PIN or PIN not required at all.
15) Perform echo tests if necessary.

18
3G/GPRS Cradle
Reference Manual
3.1 DETECT BAUD RATE
3G Cradle with firmware version 1.03 or later provides users with the function to switch
between Baud rates (57600 or 115200 bps). The default value is 57600bps; users can
set Baud rate to 115200bps for greater amounts of data transmission.
Select 1. DetectBaudRate on the main menu.
After entering the “DetectBaudRate” item, the mobile computer will detect and display
the current Baud rate. Press the [1] or [2] key to select the corresponding Baud rate, or
press the [ESC] key to back to the previous menu.
After the [1] or [2] key is pressed, the message shows up indicating Baud rate setting is
done. Once the Baud rate setting is changed, system will immediately have the setting
take effect and save it. Next time the device will power up with the new setting.

19
Chapter 3
Using 8000 to Configure 3G/GPRS Cradle
3.2 VIEW THE SETTINGS
3.2.1 PREVIEW THE NEW SETTINGS
In order to double-check the cradle configuration you are working on, information of the
new settings can be previewed here. Press the Up or Down key to turn pages.
PIN (for authentication)
When enabled, it means you need to provide PIN code for authentication while connecting the
cradle to a GSM or 3G/GPRS network. If the current and new PIN codes are blank, you have to
input the PIN code via the Configure menu.
When disabled, it means authentication is disabled; however, you still have to input the correct
PIN code as the current one in use.
APN
Name of access point that connects the mobile network to the Internet — For establishing a
3G/GPRS connection, you have to provide the access point name.
CHAP
Challenge-Handshake Authentication Protocol — When enabled, user name and password are
required.
DHCP
When enabled, DHCP server is in use.
When disabled, you have to specify a static IP address for the cradle.
Note: You must input the PIN code even though authentication is disabled!
The default PIN, APN, CHAP, as well as IP settings should be obtained from your
Internet service provider (ISP) or network operator.

20
3G/GPRS Cradle
Reference Manual
3.2.2 VIEW THE CURRENT CRADLE SETTINGS
You may like to find out the current cradle settings, before or after configuring the cradle.
Such information is especially helpful when you fail to configure the cradle.
Ver: (version number)
The current firmware version of user program and cradle kernel program. Refer to AT+VER and
AT+KVER.
+CPIN: (status)
The current PIN code status. Refer to AT+CPIN.
APN: (access point name of ISP)
The current access point you are connecting to. Refer to AT+APN.
CHAP: (status), USER & PSW
The current status of Challenge-Handshake Authentication Protocol (CHAP). Refer to AT+CHAP.
When CHAP is enabled, user name and password are required.
DHCP & IP
The current status of DHCP server. Refer to AT+DHCP.
IP address assigned to the cradle is displayed in the second line:
dynamic IP address when DHCP server is enabled
static IP address when DHCP server is disabled
3.2.3 VIEW IMEI INFORMATION
You may need to identify the cradle by the IMEI number.

21
Chapter 3
Using 8000 to Configure 3G/GPRS Cradle
3.3 CONFIGURE SETTINGS
3.3.1 AUTHENTICATION
Set or modify the security setting of your SIM card. When enabled, PIN code is required.
3.3.2 PIN CODE
Set or change the PIN code used for authentication.
Note: You must input the correct PIN code even though authentication is disabled!
3.3.3 SETTINGS
The access point name, CHAP, and IP settings should be the same as obtained from your
Internet service provider (ISP) or network operator.

22
3G/GPRS Cradle
Reference Manual
3.4 DOWNLOAD SETTINGS
3.4.1 DOWNLOAD OK
After configuring settings, download new connection settings to the cradle, or the cradles
one by one.
1) On your mobile computer, go to Settings | Default Set.
2) Seat your mobile computer in the cradle.
Note: For initial downloading, you are advised to load the default settings to the cradle
first.
3) Disconnect the power supply cord.
4) Re-connect the power supply cord.
5) On your mobile computer, go to Settings | Download.
6) Seat your mobile computer in the cradle.
7) Disconnect the power supply cord.
8) Re-connect the power supply cord.

23
Chapter 3
Using 8000 to Configure 3G/GPRS Cradle
3.4.2 DOWNLOAD FAIL — INCORRECT PIN
This error message is displayed due to the incorrect PIN. You are required to provide the
correct one while re-configuring settings.
3.4.3 DOWNLOAD FAIL — PUK REQUIRED
This error message is displayed due to PUK issue. You are required to use your cellular
phone to unlock the SIM card, with the PUK code provided by the network operator.
3.4.4 RESET TO DEFAULTS
For initial downloading, or in case the cradle malfunctions, you are advised to load the
default settings to the cradle first.
1) On your mobile computer, go to Settings | Default Set.
2) Seat your mobile computer in the cradle.

24
3G/GPRS Cradle
Reference Manual
3.5 TESTING
You may find it necessary to test the basic functionalities of the cradle. Seat your mobile
computer in the cradle and run the Echo Test utility on your desktop computer.
Note: (1) Echo Test – Dial GSM and Dial 3G/GPRS are for internal testing.
(2) CMU200 Test is for manufacturing use.
(3) Signal Level – Show you the signal quality presently.
3.5.1 3G/GPRS TEST
On your desktop computer, select [TCP/IP - Server] and change settings if necessary.
Then, click [Start].
On your mobile computer, go to Test | Echo Test | 3G/GPRS Test.

25
Chapter 3
Using 8000 to Configure 3G/GPRS Cradle
3.5.2 GSM TEST
On your desktop computer, select [Modem - TAPI] and change settings if necessary. For
an external modem device, select [Modem – COM] and change settings if necessary.
Then, click [Start].
On your mobile computer, go to Test | Echo Test | GSM Test.

26
3G/GPRS Cradle
Reference Manual
3.5.3 SIGNAL LEVEL
Show you the information about 3G/GPRS signal quality received through cradle.
1) On your mobile computer, go to Test | Signal Level.
2) Seat your mobile computer in the cradle.
Note: Don’t remove the mobile computer from the cradle before pressing [ESC] to exit
the process of implementing signal level function.
3.6 CHECK ERROR CODES
You may need to check the error codes for troubleshooting. Refer to Error Codes.

27
4.1 DOWNLOAD VIA MOBILE COMPUTER
The 3G/GPRS Cradle allows you to upgrade firmware via the mobile computer. When
firmware upgrade is available, download the utility “8000Deploy3G.shx” to your mobile
computer.
Warning: DO NOT upgrade firmware unless the version of firmware is newer than
that your cradle has. For information of the current firmware version,
check AT commands.
1) Download the utility “8000Deploy3G.shx” to your mobile computer.
The mobile computer will display a selection menu.
2) On your mobile computer, select F/W Upgrade.
3) Seat the mobile computer in the cradle.
You may see this error message when the mobile computer is not properly seated in the
cradle. Please try again!
Warning: Before completing the download, do not disconnect the power cord or
remove the mobile computer from the cradle!
Chapter
4
UPGRADING FIRMWARE

28
3G/GPRS Cradle
Reference Manual
4.2 CRADLE DOWNLOAD MODE
Regardless of the result of initialization, you can issue “AT+DOWNLOAD” to upgrade to a
new firmware version when available.
1) Connect a spare IR cradle to your computer and make sure the cradle baud rate is
57,600 bps (best suggestion). If not, adjust the cradle DIP switch.
2) Connect the power supply cords of the spare cradle and the 3G/GPRS Cradle to a
suitable power outlet separately.
3) Hold the spare cradle upside-down so that its IR interface is facing to the IR interface
of the 3G/GPRS Cradle, as shown as the illustration.
4) Run HyperTerminal on your computer. Type “AT+DOWNLOAD”, and press the [ENTER]
key.
5) When the cradle is ready to download a new program, the TX/RX and LAN indicators
will flash.
6) Exit HyperTerminal.
7) Run CipherLab download utility, such as ProgLoad.exe, on your computer.
8) During downloading, the TX/RX and LAN indicators will flash.
9) The 3G/GPRS Cradle will restart itself automatically upon completion of program
download.

29
8001 GPRS CRADLE
Processor & Memory
CPU 16-bit CMOS, low power consumption
Memory Firmware upgradeable
Power Adapter
Input AC 100~240 V, 50/60 Hz
Output 5V DC
Power Consumption
Standby 200 mW : 40 mA for cradle only
280 mW : 56 mA when battery is charged to full
2850 mW : 570 mA while charging
3150 mW : 630 mA while charging with backlight on
Operating
(dial-
out &
transmission)
1050 mW : 210 mA when battery is charged to full
3500 mW : 700 mA while charging
3825 mW : 765 mA while charging with backlight on
Peak 10000 mW : 2000 mA, 577µs
Enclosures
Materials ABS plastic
Dimensions 111 mm (L) × 101 mm (W) × 57 mm (H)
Weight Approx. 220g
Notifications
Status Indicators 3 LEDs for connection status
Communications
Data Call via GSM
支援四頻 EGSM 850/900 MHz、GSM 1800/1900 MHz
Compliant to GSM Phase 2/2+
IP Packet via GPRS
GPRS multi-slot Class 10
GPRS mobile station Class B
SPECIFICATIONS

30
3G/GPRS Cradle
Reference Manual
EGSM 850/900 輸出功率為 Class 4 (2W)
GSM 1800/1900 輸出功率為 Class 1 (1W)
Temperature
Operating -10 °C to 55 °C
Storage -20 °C to 70 °C
Humidity
Operating 10% to 90%, non-condensing
Storage 5% to 95%, non-condensing

31
Specifications
8001 3G CRADLE
Processor & Memory
CPU 32-bit MCU
Memory Firmware Upgradeable
Power Adapter
Input AC 100~240 V, 50/60 Hz
Output 5V DC 2000mA
Power Consumption
Standby 80 mA
: Cradle only, no terminal
: Established connection
: No communication
Operating
(dial-
out &
transmission)
450 mA : Dial-out, data transmission
: Terminal is beeping
: Terminal’s backlight is turned off
: Terminal’s battery is full
Charging 650 mA : Terminal powered off
Full Power 1020 mA : Dial-out, data transmission
: Terminal is beeping
: Terminal Backlight is turned on
: Terminal’s battery is charging
Enclosures
Materials ABS plastic
Dimensions 111mm (L) × 101 mm (W) × 57 mm (H)
Weight Approx. 220g
Notifications
Status Indicators 3 LEDs for connection status
Communications
Frequency Bands HSPA 800/850/900/1900/2100 MHz
EDGE/GPRS/GSM 850/900/1800/1900 MHz

32
3G/GPRS Cradle
Reference Manual
Power Class Radio Mode Band Power Class
WCDMA/HSPA 800/850/900/1900/
2100 MHz
3
GSM/GPRS 850/900 MHz 4
1800/1900 MHz 1
EDGE 850/900 MHz E2
1800/1900 MHz E2
IR Baud rate = 57600 bps (default) or 115200 bps
Temperature
Operating -10 °C to 60 °C
Storage -20 °C to 70 °C
Humidity
Operating 90% RH, non-condensing at 60 °C
Storage 95% RH, non-condensing at 70 °C
Note: Power consumption depends on network coverage in the real world.

33
You may edit your own code for the mobile computer to communicate with the 3G/GPRS
Cradle via the Cradle-IR interface. Refer to a separate programming guide.
MODEM MODE
An example is provided below.
char c;
SetCommType(1,COMM_IR); /*Set COM1 for IR*/
open_com(1,BAUD_57600|DATA_BIT8|PARITY_NONE|HANDSHAKE_NONE);
…
clear_com(1);
write_com(1,”AT\r”); /* Send string or char to COM1*/
while (!com_eot(1));
while (1) {
if (read_com(1,(void*)&c) )
/*read COM1 buffer data and save it in the C*/
{
…
}
…
}
…
Note: If you are programming in BASIC language, make sure the default delimiter 0x0d
(CR) is in use; otherwise, call COM_DELIMITER().
Appendix
I
PROGRAMMING SUPPORT

34
3G/GPRS Cradle
Reference Manual

35
The table below lists the AT commands supported for establishing a connection via GSM
or 3G/GPRS separately. You can click the desired command below for more information.
AT Commands Description GSM
Mode
3G/GPRS
Mode
AT Get echo from the cradle. √ √
ATDT Dial out to establish a data connection via GSM or
3G/GPRS.
√ √
ATF Load factory defaults. √ √
ATW Write the current settings to flash. √ √
AT+APN? Get the Access Point Name (APN) currently in use. √
AT+APN= Set the Access Point Name (APN) you want to connect
to.
√
AT+BAUD= Set Baud rate (only for 3G Cradle) √ √
AT+CHAP? Get the Challenge-Handshake Authentication Protocol
(CHAP) setting.
√
AT+CHAP= Set the Challenge-Handshake Authentication Protocol
(CHAP) setting, enable or disable.
√
AT+CLCK=SC, 2 Get the information about whether PIN authentication is
applied to the facility lock of SIM card.
√ √
AT+CLCK=SC,
<Parameter>,
<PIN>
Set PIN authentication, enable or disable. √ √
AT+CPIN? Get the information about whether PIN or PUK code is
required.
√ √
AT+CPIN= Set PIN code for authentication. √ √
AT+CPWD=SC Change PIN code of SIM card. √ √
AT+DHCP? Get the Dynamic Host Configuration Protocol (DHCP)
setting.
√
AT+DHCP= Set the Dynamic Host Configuration Protocol (DHCP)
setting, enable or disable.
√
AT+DLMT? Get the delimiter check status, as well as the used
delimiter character.
√ √
AT+DLMT= Set the delimiter check, enable or disable. √ √
AT+DOWNLOAD Download firmware to the cradle. √ √
AT+ERR? Get the last 4 digits of error code for the initialization
procedure.
√ √
AT+IP? Get the fixed IP address of the cradle. √
Appendix
II
AT COMMANDS

36
3G/GPRS Cradle
Reference Manual
AT+IP= Set the fixed IP address of the cradle. √
AT+KVER? Get the firmware version of the cradle kernel program. √ √
AT+PSW? Get the password for Challenge-Handshake
Authentication Protocol (CHAP).
√
AT+PSW= Set the password for Challenge-Handshake
Authentication Protocol (CHAP).
√
AT+SN? Get the serial number of the cradle. √ √
AT+USER? Get the user name for Challenge-Handshake
Authentication Protocol (CHAP).
√
AT+USER= Set the user name for Challenge-Handshake
Authentication Protocol (CHAP).
√
AT+VER? Get the firmware version of the cradle user program. √ √
AT+CGSN? Get the 15-digit IMEI number. √ √
“+++” The escape sequence, consisting of three characters
“+++”, is used to terminate the data connection. The
time interval between each character should be less than
one second, and the guard time periods before (leading)
and after (trailing) should be longer than one second
separately.
√ √

37
Appendix II
AT Commands
AT COMMAND SYNTAX
The "AT" or "at" prefix must be set at the beginning of each command line and enter
<CR> is used to terminate a command. Commands are usually followed by a response as
"<CR><LF><response><CR><LF>".
Parameter […]
Specify user-definable parameter values, which may be <text> or <number>.
(ERR_STR)
If a connection fails, the response may include a string after the message, e.g. “NO
CARRIER”, providing further information on the connection error.
[ERR_CODE]
If a connection fails, the response will always include a 6-digit hexadecimal number
(always starting with “0x”). Refer to the Error Codes table for more information.
Note: If you are programming in BASIC language, the delimiter 0x0d (CR) is in use by
default. Refer to COM_DELIMITER().
The escape sequence consists of three characters “+++”. Once a connection has been
established, type the escape sequence to return to command state. When entering the
next command after an escape sequence, always wait to receive “\r\nOK\r\n”. The
escape sequence only works after dialing out and establishing the connection.
Note: The escape sequence will break the connection.
There are equal guard time before (leading) and after (trailing) the escape sequence
command, as illustrated below.
If the escape sequence is not followed by another command within 1 second (trailing
guard time), the cradle will hang up immediately. Normally, the mobile computer will
receive the message “OK” unless the line is abnormally busy.
Note: The Guard Time is 1 second and cannot be changed.

38
3G/GPRS Cradle
Reference Manual
AT
Execution Command Response
AT<CR> <CR><LF>OK<CR><LF>
Example
AT
OK
Remarks
This command is for the echo test between the mobile computer and the cradle. It is suggested to
issue the command “AT” every five seconds for best practice, in order to check whether the
mobile computer is seated in the cradle.
See Also
Back to the Supported AT Commands.

39
Appendix II
AT Commands
ATDT
Execution Command – GSM Response
ATDT[Phone_Number]<CR> <CR><LF>CONNECT(INFO)<CR><LF>
<CR><LF>NO CARRIER<CR><LF>(ERR_STR)
<CR><LF>[ERR_CODE]<CR><LF>
Execution Command – 3G/GPRS Response
ATDT[IP:Port]<CR>
ATDT[HostName:Port]<CR>
<CR><LF>CONNECT(INFO)<CR><LF>
<CR><LF>NO CARRIER<CR><LF>(ERR_STR)
<CR><LF>[ERR_CODE]<CR><LF>
Example
ATDT0286471166
NO CARRIER
[0x0b01]
ATDT0286471166
CONNECT 9600
ATDT192.168.2.1:1024
CONNECT
ATDT192.168.6.176:21
NO CARRIER
[0x8005]
ATDTgprs.Cipherlab.com.tw:20009
CONNECT
ATDTdynamicIP.xyznet.org.tw:20000
NO CARRIER
[0x9011]
Make a GSM data call but the remote party
hangs up.
Make a GSM data call and the remote party
answers the call.
Connect to a remote host successfully, via
the 3G/GPRS access point.
Cannot connect to a remote host via
3G/GPRS access point.
Connect to a remote host by host name
successfully, via the 3G/GPRS access point.
Cannot connect to a remote host by host
name via 3G/GPRS access point.
Remarks
This command is to dial out for a data connection via GSM or 3G/GPRS (see examples above).
If successful, the response may include a string after the message “CONNECT” appears,
providing more information on the connection, such as baud rate, and so on.
If a connection fails, the response may include a string after the message, e.g. “NO CARRIER”

40
3G/GPRS Cradle
Reference Manual
appears, providing further information on the connection error and it will always include a
6-digit error code. Refer to the Error Codes table for more information.
See Also
AT+DLMT (GSM) AT+APN, AT+CHAP, AT+DHCP, AT+DLMT (3G/GPRS), Escape Sequence <+++>
Back to the Supported AT Commands.

41
Appendix II
AT Commands
ATF
Execution Command Response
ATF<CR> <CR><LF>OK<CR><LF>
Example
ATF
OK
Remarks
This command is for loading factory defaults, as shown below.
Parameters Defaults
Description
unsigned char PINCode[9] ‘0000’ PIN (Personal Identity Number) of SIM card; an
access code of 4~8 digits
unsigned char
3GAccessPoint[21]
internet AP name for Cradle
3G_FLAG Flag
unsigned int Reserved:14
unsigned int DelimEnable:1
unsigned int CHAPEnable:1
---
0
0
See 3G_FLAG structure below.
---
Enable checking the delimiter character
0:Disable
1:Enable
Challenge Handshake Authentication Protocol
0:Disable
1:Enable
char CHAPPassword[33] Null Password for Challenge Handshake Authentication
Protocol (CHAP)
char CHAPUserName[33] Null User name for Challenge Handshake
Authentication Protocol (CHAP)
char DelimiterChar 0x0d Delimiter Character
int DhcpEnable 1 0: Disable DHCP
1: Enable DHCP
unsigned char IpAddr[4] 0,0,0,0 Static IP address for the cradle
See Also
ATW
Back to the Supported AT Commands.

42
3G/GPRS Cradle
Reference Manual
ATW
Execution Command Response
ATW<CR> <CR><LF>OK<CR><LF>
Example
ATW
OK
Remarks
This command is to write the current settings to flash.
See Also
ATF
Back to the Supported AT Commands.

43
Appendix II
AT Commands
AT+APN
Read Command Response
AT+APN?<CR> <CR><LF>[AP_Name]<CR><LF>
Example
AT+APN?
internet
Access Point “internet” is in use.
Write Command Response
AT+APN=[AP_Name]<CR> <CR><LF>OK<CR><LF>
Example
AT+APN=emome
OK
Change the Access Point name to
“emome”.
Remarks
The Read command is to get the Access Point Name (APN) that is using currently.
The Write command is to set the Access Point Name (APN) you want to connect to.
[AP_Name] is a string for the name of a cradle access point, maximum 128 characters.
See Also
ATDT, AT+CHAP, AT+DHCP, AT+DLMT (3G/GPRS)
Back to the Supported AT Commands.

44
3G/GPRS Cradle
Reference Manual
AT+BAUD
* only for 3G Cradle
Write Command Response
AT+BAUD=[Parameter]<CR> <CR><LF>OK<CR><LF>
Example
AT+BAUD=1
OK
Set Baud rate to 115200 successfully
AT+BAUD=0
OK
Set Baud rate to 57600 successfully
Remarks
Once the Baud rate setting is changed, system will immediately have the setting take effect and
save it. Next time the device will power up with the new setting.
[Parameter] is a character that determines Baud rate setting —
Parameter =0: Set Baud rate to 57600 bps
Parameter =1: Set Baud rate to 115200 bps
See Also
Back to the Supported AT Commands.

45
Appendix II
AT Commands
AT+CHAP
Read Command Response
AT+CHAP?<CR> <CR><LF>DISABLE<CR><LF>
<CR><LF>ENABLE<CR><LF>
Example
AT+CHAP?
DISABLE
CHAP is disabled currently.
Write Command Response
AT+CHAP=[Parameter]<CR> <CR><LF>OK<CR><LF>
<CR><LF>ERROR<CR><LF>
Example
AT+CHAP=1
OK
Enable CHAP successfully.
Remarks
The Read command is to get the Challenge-Handshake Authentication Protocol (CHAP) setting.
The Write command is to set the Challenge-Handshake Authentication Protocol (CHAP) setting,
enable or disable.
[Parameter] is a character that determines whether CHAP is enabled —
Parameter =0: Disable CHAP
Parameter =1: Enable CHAP
See Also
ATDT, AT+APN, AT+DHCP, AT+DLMT, AT+PSW, AT+USER (2G)
Back to the Supported AT Commands.

46
3G/GPRS Cradle
Reference Manual
AT+CLCK=SC
Read Command Response
AT+CLCK=SC,2<CR> <CR><LF>+CLCK:[Parameter]<CR><LF>
Example
AT+CLCK=SC,2
+CLCK:0
PIN authentication is disabled.
Write Command Response
AT+CLCK=SC,[Parameter],[PIN]<CR> <CR><LF>OK<CR><LF>
<CR><LF>+CME ERROR<CR><LF>
Example
AT+CLCK=SC,1,0000
OK
AT+CLCK=SC,2,
+CME ERROR
Enable PIN authentication, using PIN code
“0000”
Command syntax is incorrect!
Remarks
The Read command is to get the information about whether PIN authentication is applied to the
facility lock of SIM card.
The Write command is to set PIN authentication, enable or disable.
[Parameter] is a character that determines whether PIN authentication is enabled —
Parameter =0: Disable PIN authentication
Parameter =1: Enable PIN authentication
[PIN] is a string for the PIN code.
PIN (Personal Identity Number) is a 4~8 digit access code which can be used to secure your
SIM card from use. If the wrong PIN is entered in more than three times, the SIM card will be
locked.
See Also
AT+CPIN, AT+CPWD=SC
Back to the Supported AT Commands.

47
Appendix II
AT Commands
AT+CPIN
Read Command Response
AT+CPIN?<CR> <CR><LF>+CPIN:READY<CR><LF>
<CR><LF>+CPIN:SIM PIN<CR><LF>
<CR><LF>+CPIN:SIM PUK<CR><LF>
Write Command Response
AT+CPIN =[PIN]<CR>
AT+CPIN =[PUK],[New_PIN]<CR>
<CR><LF>OK<CR><LF>
<CR><LF>ERROR<CR><LF>
Example
AT+CPIN?
+CPIN: READY
AT+CPIN=0000
ERROR
AT+CPIN?
+CPIN: SIM PIN
AT+CPIN=0000
OK
AT+CPIN?
+CPIN: SIM PUK
AT+CPIN=12345678,1111
OK
PIN code has already been entered
successfully, or the PIN authentication is
disabled.
PIN code is required.
Enter PIN code “0000”.
PUK code is required.
Remarks
The Read command is to get the information about whether PIN or PUK code is required.
The Write command is to set the PIN code for authentication.
[PIN] is a string for the PIN code, [New_PIN] is a string for the new PIN code, and [PUK] is a
string for the PUK code.
PIN (Personal Identity Number) is a 4~8 digit access code which can be used to secure your
SIM card from use. If the wrong PIN is entered in more than three times, the SIM card will be
locked.
PUK (Personal Unblocking Key) is an 8-digit code used to unlock the PIN code if your SIM card
is blocked. Contact your service provider for PUK. If the wrong PUK is entered ten times in a
row, the SIM card will become permanently blocked and unrecoverable, requiring a new SIM
card.
See Also
AT+CLCK=SC, AT+CPWD=SC
Back to the Supported AT Commands.

48
3G/GPRS Cradle
Reference Manual
AT+CPWD=SC
Write Command Response
AT+CPWD=SC,[Old_PIN],[New_PIN]<CR> <CR><LF>OK<CR><LF>
<CR><LF>ERROR<CR><LF>
Example
AT+CPWD=SC,0000,2008
OK
AT+CPWD=SC,2008
ERROR
Change PIN code “0000” to “2008”
Command syntax is incorrect!
Remarks
The Write command is to change PIN code of SIM card.
[Old_PIN] is a string for the current PIN code, and [New_PIN] is a string for the new PIN code.
PIN (Personal Identity Number) is a 4~8 digit access code which can be used to secure your
SIM card from use. If the wrong PIN is entered in more than three times, the SIM card will be
locked.
See Also
AT+CLCK=SC, AT+CPIN
Back to the Supported AT Commands.

49
Appendix II
AT Commands
AT+DHCP
Read Command Response
AT+DHCP?<CR> <CR><LF>ENABLE<CR><LF>
<CR><LF>DISABLE<CR><LF>
Example
AT+DHCP?
ENABLE
DHCP is currently enabled.
Write Command Response
AT+DHCP=[Parameter]<CR> <CR><LF>OK<CR><LF>
<CR><LF>ERROR<CR><LF>
Example
AT+DHCP=0
OK
Disable DHCP successfully.
Remarks
The Read command is to get the Dynamic Host Configuration Protocol (DHCP) setting.
The Write command is to set the Dynamic Host Configuration Protocol (DHCP) setting, enable or
disable. [Parameter] is a character that determines whether DHCP is enabled —
Parameter =0: Disable DHCP
Parameter =1: Enable DHCP
See Also
ATDT, AT+APN, AT+CHAP, AT+DLMT, AT+IP (3G/GPRS)
Back to the Supported AT Commands.

50
3G/GPRS Cradle
Reference Manual
AT+DLMT
Read Command Response
AT+DLMT?<CR> <CR><LF>ENABLE:[HEX]<CR><LF>
<CR><LF>DISABLE<CR><LF>
Example
AT+DLMT?
ENABLE:0x0d
AT+DLMT?
DISABLE
Delimiter check is applied, and the
character “0x0d” is in use currently.
No delimiter check.
Write Command Response
AT+DLMT=[Parameter](,HEX)<CR> <CR><LF>OK<CR><LF>
<CR><LF>ERROR<CR><LF>
Example
AT+DLMT=1,0x0a
OK
AT+DLMT=1
ERROR
AT+DLMT=0
OK
Enable delimiter check successfully, and
the character “0x0a” is in use.
Command syntax is incorrect!
Disable delimiter check successfully.
Remarks
The Read command is to get the delimiter check status. [HEX] is a character in hexadecimal, with
the prefix “0x”.
The Write command is to set the delimiter check, enable or disable. [Parameter] is a character
that determines whether a delimiter character is applied —
Parameter =0: Disable delimiter
Parameter =1: Enable delimiter
When Parameter =1, [HEX] is a character in hexadecimal, with the prefix “0x”. For example,
“0x0d” for Carriage Return (CR).
See Also
ATDT
Back to the Supported AT Commands.

51
Appendix II
AT Commands
AT+DOWNLOAD
Execution Command Response
AT+DOWNLOAD<CR> <CR><LF>OK<CR><LF>
Example
AT+DOWNLOAD
OK
Remarks
This command is to upgrade firmware, either downloading a user program or kernel program to
the cradle. After replying with the message “OK”, the cradle will enter the Download Mode.
The TX/RX and LAN indicators will flash to indicate the cradle is ready for downloading.
See Also
AT+KVER, AT+VER
Back to the Supported AT Commands.

52
3G/GPRS Cradle
Reference Manual
AT+ERR
Read Command Response
AT+ERR?<CR> <CR><LF>[dddd]<CR><LF>
Example
AT+ERR?
0b00
Remarks
This Read command is to get the error code for the initialization procedure.
[dddd] is the last 4 digits of the error code, which is a hexadecimal number starting with “0x”.
Refer to the Error Codes table for more information.
See Also
AT+KVER, AT+VER
Back to the Supported AT Commands.

53
Appendix II
AT Commands
AT+IP
Read Command Response
AT+IP?<CR> <CR><LF>[IP]<CR><LF>
Example
AT+IP?
192.168.1.2
The fixed IP assigned to the cradle is
192.168.1.2
Write Command Response
AT+IP=[IP]<CR> <CR><LF>OK<CR><LF>
<CR><LF>ERROR<CR><LF>
Example
AT+IP=192.168.2.100
OK
AT+IP=192.168.8
ERROR
Assign 192.168.2.100 to the cradle
successfully.
The dotted-decimal format is incorrect!
Remarks
The Read command is to get the fixed IP address of the cradle.
The Write command is to set the fixed IP address of the cradle.
[IP] is a string in dot-decimal for IP address xxx.xxx.xxx.xxx
See Also
AT+DHCP (3G/GPRS)
Back to the Supported AT Commands.

54
3G/GPRS Cradle
Reference Manual
AT+KVER
Read Command Response
AT+KVER?<CR> <CR><LF>[Kernel_Version]<CR><LF>
Example
AT+KVER?
KVer: 1.00
Remarks
This Read command is to get the firmware version of the cradle kernel program.
[Kernel_Version] is a string that identifies the kernel; it will be updated after having downloaded a
different kernel program to the cradle.
See Also
AT+DOWNLOAD, AT+VER
Back to the Supported AT Commands.

55
Appendix II
AT Commands
AT+PSW
Read Command Response
AT+PSW?<CR> <CR><LF>[Password]<CR><LF>
Example
AT+PSW?
123456
The current CHAP password is “123456”.
Write Command Response
AT+PSW=[Password]<CR> <CR><LF>OK<CR><LF>
Example
AT+PSW=123456
OK
Set “123456” for CHAP password.
Remarks
The Read command is to get the password for Challenge-Handshake Authentication Protocol
(CHAP).
The Write command is to set the password for Challenge-Handshake Authentication Protocol
(CHAP).
[Password] is a string for the CHAP password, maximum 64 characters.
See Also
AT+CHAP, AT+USER (3G/GPRS)
Back to the Supported AT Commands.

56
3G/GPRS Cradle
Reference Manual
AT+SN
Read Command Response
AT+SN?<CR> <CR><LF>[Serial_Number]<CR><LF>
Example
AT+SN?
EK8001024
Remarks
This Read command is to get the serial number of the cradle.
[Serial_Number] is a read-only string that identifies the hardware.
See Also
AT+KVER, AT+VER
Back to the Supported AT Commands.

57
Appendix II
AT Commands
AT+USER
Read Command Response
AT+USER?<CR> <CR><LF>[UserName]<CR><LF>
Example
AT+USER?
Vodafone
The current CHAP user name is “Vodafone”.
Write Command Response
AT+USER=[UserName]<CR> <CR><LF>OK<CR><LF>
Example
AT+USER=Vodafone
OK
Set “Vodafone” for CHAP user name.
Remarks
The Read command is to get the user name for Challenge-Handshake Authentication Protocol
(CHAP).
The Write command is to set the user name for Challenge-Handshake Authentication Protocol
(CHAP).
[UserName] is a string for the CHAP user name, maximum 64 characters.
See Also
AT+CHAP, AT+PSW (3G/GPRS)
Back to the Supported AT Commands.

58
3G/GPRS Cradle
Reference Manual
AT+VER
Read Command Response
AT+VER?<CR> <CR><LF>[UserProgram_Version]<CR><LF>
Example
AT+VER?
Ver: 1.00
Remarks
This Read command is to get the firmware version of user program.
[UserProgram_Version] is a string that identifies the firmware; it will be updated after having
downloaded a different user program to the cradle.
See Also
AT+DOWNLOAD, AT+KVER
Back to the Supported AT Commands.

59
Appendix II
AT Commands
AT+CGSN
Read Command Response
AT+CGSN?<CR> <CR><LF>[ddddddddddddddd]<CR><LF>
Example
AT+CGSN?
357249015466586
Remarks
This Read command is to get IMEI information.
[ddddddddddddddd] is the 15-digit IMEI number.
See Also
Back to the Supported AT Commands.

60
3G/GPRS Cradle
Reference Manual
ERROR CODES
The provision of error codes is to assist engineers in debugging the firmware. Please
contact your sales representative to submit your request for interpretation of an error
code.
An error code is a 6-digit hexadecimal number (always starting with “0x”). Refer to the
Error Codes table for more information.
Error Codes Description
0x
0101 GSM/3G/GPRS module failure
0x
0201 Hardware error
0x
0301 Disable network registration information error
0x
0401 Get PIN/PUK authentication state timeout
0x
0402 Get PIN/PUK authentication State error
0x
0404 PUK code required to unblock the SIM card
0x
0405 SIM card error or no SIM card inserted
0x
0501 Get the number of remaining PIN attempts timeout
0x
0502 Get the number of remaining PIN attempts error
0x
050a Initialization procedure broken due to invalid remaining PIN attempts
0x
0601 Set PIN for authentication timeout
0x
0602 Set PIN for authentication failed
0x
0701 Disable new message indication timeout
0x
0702 Disable new message indication failure
0x
0801 Automatically register to the home operator timeout
0x
0802 Automatically register to the home operator failure
0x
0901 Specify Packet Data Protocol Context timeout
0x
0902 Specify Packet Data Protocol Context failure
0x
0a01 Attach 3G/GPRS timeout
0x
0a02 Attach 3G/GPRS failure
0x
0b01 Dialing out timeout
0x
0b02 Dialing out failure
0x
0c01 Read International Mobile Equipment Identity timeout
0x
0c02 Invalid International Mobile Equipment Identity
0x
0e0b Fatal error as disconnecting the existing call/connection
0x
0f01 Query the SIM security lock state timeout
0x
0f02 Query the SIM security lock state error
0x
8003 Negotiation with the 3G/GPRS network timeout
0x
8011 No buffer space for link control packets

61
Appendix II
AT Commands
0x
8012 Unable to transmit link control packets
0x
8021 No buffer space for password authentication packets
0x
8022 Unable to transmit password authentication packets
0x
8031 No buffer space for IP control packets
0x
8032 Unable to transmit IP control packets
0x
8074 Connection terminated during link control negotiation
0x
8084 Connection terminated during IP control negotiation
0x
8095 CHAP authentication failure
0x
9001 Connect to the remote IP timeout
0x
9004 Connection terminated while connecting to the remote IP
0x
9010 Host name is too long.
0x
9011 DNS server is no response.
0x
9012 There is no IP information in the response message of DNS.
0x
9013 The resource type is not correct.
0x
9014 The resource class is not correct.
0x
a002 Connection terminated by the 3G/GPRS network
0x
a003 TCP/IP Connection error
0x
--ff Disconnected by DCD line pulled high