D Link WA132A1 Wireless N USB Adapter User Manual
D Link Corporation Wireless N USB Adapter
D Link >
User Manual


2D-Link DWA-132 User Manual
Table of Contents
Product Overview .............................................................. 3
Package Contents ......................................................................... 3
System Requirements ................................................................. 3
Introduction ................................................................................... 4
Features ............................................................................................ 5
Hardware Overview ..................................................................... 6
Installation ......................................................................... 7
Getting Started .............................................................................. 7
Remove Existing Installations .......................................... 7
Disable Other Wireless Adapters ..................................... 8
Wireless Installation Considerations ....................................10
Adapter Installation ...................................................................11
D-Link Wireless Connection Manager .................................17
Wireless Networks ..............................................................18
Wi-Fi Protected Setup (WPS) ..........................................19
My Wireless Networks .......................................................23
Add Prole .......................................................................24
Modify Prole .................................................................25
Support ..................................................................................26
About ......................................................................................27
Connect to a Wireless Network .......................................28
Using Windows® 7 .......................................................................28
Connect to a Wireless Network .......................................29
Using Windows Vista® ................................................................29
Using Windows® XP ....................................................................30
Wireless Security .............................................................31
What is WPA? ................................................................................31
Congure WPA/WPA2 Passphrase ........................................32
Using the D-Link Wireless Connection Manager .....32
Using Windows® 7 ...............................................................34
Using Windows Vista® ........................................................37
Using the Windows® XP Utility ........................................39
Congure WPA/WPA2 (RADIUS) ............................................41
Using the D-Link Wireless Connection Manager .....41
Troubleshooting ..............................................................42
Wireless Basics .................................................................46
Wireless Modes ............................................................................50
Networking Basics ...........................................................51
Check your IP address ...............................................................51
Windows® XP Users .............................................................51
Windows® 7/Windows Vista® Users ................................51
Statically Assign an IP address ...............................................52
Windows® XP Users .............................................................52
Windows® 7/Windows Vista® Users ................................53
Technical Specications ..................................................54
Table of Contents

3D-Link DWA-132 User Manual
Section 1 - Product Overview
• D-Link DWA-132 Wireless N USB Adapter
• Manual and Warranty on CD
• D-Link Wireless Connection Manager on CD
• Quick Installation Guide
System Requirements
• A computer or laptop with an available USB 2.0 port
• Windows® 7, Windows Vista® or XP (Service Pack 3 or higher)
• CD-ROM Drive
• 300MHz processor and at least 64MB of RAM
• A 802.11n or 802.11g access point or wireless router
Product Overview
Package Contents

4D-Link DWA-132 User Manual
Section 1 - Product Overview
Introduction
The DWA-132 Wireless N USB Adapter is a convenient wireless connectivity solution for desktop or notebook PCs. Instead of
stringing Ethernet cables to your PC or dismantling your desktop computer case, the DWA-132 can enable 802.11n wireless
connectivity by simply utilizing your desktop or notebook PC’s USB port.
Powered by Wireless N technology, the DWA-132 provides a faster wireless connection and superior reception than 802.11g*.
The DWA-132 is designed for use in bigger homes and for those that demand higher bandwidth networking. Maximize wireless
performance by connecting this USB Adapter to a Wireless N router and stay connected from virtually anywhere in the home.
This USB Adapter supports WPA and WPA2 encryption to prevent outside intrusion and protect your personal information
from being exposed.
D-Link’s Quick Setup Wizard guides you step-by-step through the installation process. You’ll be able to congure this USB
Adapter without having to call the teenager from down the street to help you. The D-Link Wireless Manager is included with
this product to keep track of all your most frequently accessed networks.
Compact in size, robust in speed the DWA-132 Wireless N USB Adapter is great for travel and a convenient solution for providing
high performance wireless connectivity to your desktop or notebook PC. Enjoy the many benets of wireless connectivity today!
* Maximum wireless signal rate derived from IEEE Standard 802.11g and 802.11n specications. Actual data throughput will vary. Network conditions and
environmental factors, including volume of network trac, building materials and construction, and network overhead, lower actual data throughput rate.
Environmental conditions will adversely aect wireless signal range.

5D-Link DWA-132 User Manual
Section 1 - Product Overview
Features
• Compact size for placement anywhere
• Convenience of Plug & Play installation
• Fully 802.11g compatible
• 802.11n compliant
• Powered by the USB port; no external power source required
• USB 2.0 standard*
• You can securely connect to a wireless network using WPA/WPA2 (Wi-Fi Protected Access), which provides you
with a much higher level of security for your data and communication than has previously been available.
• Position the DWA-132 almost anywhere in your workspace to achieve the best reception possible
• Supports Infrastructure networks via an access point
• User-friendly conguration and diagnostic utilities
* Using a USB 1.1 port will adversely aect throughput.

6D-Link DWA-132 User Manual
Section 1 - Product Overview
Hardware Overview
WPS Button
Press the WPS button to automatically
connect to a WPS-enabled wireless
router or access point and establish
connectivity. Refer to page 19.
USB Port
Used to connect the DWA-132 to
your computer.

7D-Link DWA-132 User Manual
Section 2 - Installation
Getting Started
Installation
This section will walk you through the installation process. If you have a built-in wireless adapter, please disable the device
manager before installing your D-Link adapter. Also, if you have previously installed another wireless adapter, please make
sure any software is uninstalled.
Before installing your new D-Link wireless adapter, please verify the following:
• Remove any previous installations of wireless adapters
• Disable any built-in wireless adapters
• Verify the settings such as the SSID and security settings of the network(s) you want to connect to
Remove Existing Installations
If you’ve installed a dierent manufacture’s adapter or a dierent model D-Link adapter, make sure the software is uninstalled
before installing the new software. Some utilities may cause a conict with the new software. If you plan to use multiple
adapters at dierent times, make sure the utilities are not set to load when your computer boots up. Windows® XP users may
use the built-in wireless utility for all adapters.
To remove any old software:
Windows® 7 users: Click Start > Control Panel > Programs and Features.
Windows® XP/Vista® users: Click Start > Control Panel > Add or Remove Programs.

8D-Link DWA-132 User Manual
Section 2 - Installation
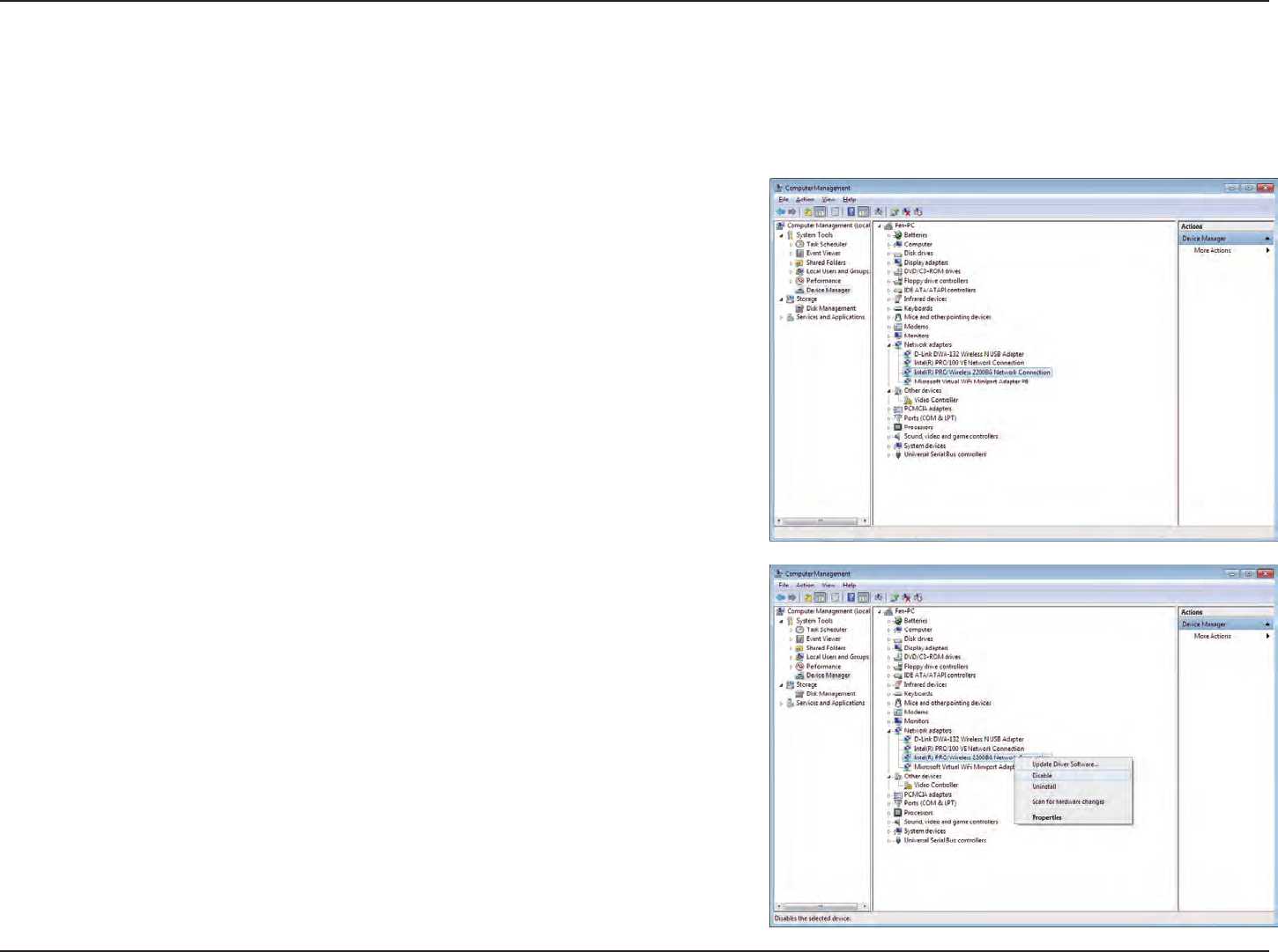
Disable Other Wireless Adapters
Most newer laptops may include a built-in wireless adapter. To prevent any conicts with the D-Link wireless adapter, it is
recommended to disable the wireless adapter (as well as any unused Ethernet adapters).
From the desktop, right-click on the My Computer icon and select Properties.
Click the Hardware tab and then click Device Manager. Scroll down the list
and click the + sign to the left of Network Adapters.
Right-click the adapter you would like to disable and select Disable.

9D-Link DWA-132 User Manual
Section 2 - Installation
Click Yes to disable the adapter.
The adapter is now disabled. When disabled, a red X will be displayed.
Disabling the adapter will not remove the drivers. If you would
like to use the adapter, simply right-click it and select Enable.

10D-Link DWA-132 User Manual
Section 2 - Installation
Wireless Installation Considerations
The D-Link wireless adapter lets you access your network using a wireless connection from virtually anywhere within the
operating range of your wireless network. Keep in mind, however, that the number, thickness and location of walls, ceilings,
or other objects that the wireless signals must pass through, may limit the range. Typical ranges vary depending on the types
of materials and background RF (radio frequency) noise in your home or business. The key to maximizing wireless range is to
follow these basic guidelines:
1. Keep the number of walls and ceilings between the D-Link adapter and other network devices to a minimum
- each wall or ceiling can reduce your adapter’s range from 3-90 feet (1-30 meters.) Position your devices so
that the number of walls or ceilings is minimized.
2. Be aware of the direct line between network devices. A wall that is 1.5 feet thick (.5 meters), at a
45-degree angle appears to be almost 3 feet (1 meter) thick. At a 2-degree angle it looks over 42 feet (14 meters)
thick! Position devices so that the signal will travel straight through a wall or ceiling (instead of at an angle) for
better reception.
3. Building Materials make a dierence. A solid metal door or aluminum studs may have a negative eect on
range. Try to position access points, wireless routers, and computers so that the signal passes through drywall
or open doorways. Materials and objects such as glass, steel, metal, walls with insulation, water (sh tanks),
mirrors, le cabinets, brick, and concrete will degrade your wireless signal.
4. Keep your product away (at least 3-6 feet or 1-2 meters) from electrical devices or appliances that generate RF
noise.
5. If you are using 2.4GHz cordless phones or X-10 (wireless products such as ceiling fans, lights, and home security
systems), your wireless connection may degrade dramatically or drop completely. Make sure your 2.4GHz phone
base is as far away from your wireless devices as possible. The base transmits a signal even if the phone in not
in use.

11D-Link DWA-132 User Manual
Section 2 - Installation
Warning: Do NOT install the DWA-132 Wireless N USB Adapter into your computer before installing the driver software
from the D-Link CD.
Turn on the computer and Insert the D-Link DWA-132 Driver CD in the CD-ROM drive.
If the CD Autorun function does not automatically start on your computer, go to Start > Run. In the run box type “D:\autorun.
exe” (where D: represents the drive letter of your CD-ROM drive).
When the autorun screen appears, click Install.
Adapter Installation

12D-Link DWA-132 User Manual
Section 2 - Installation
The InstallShield Wizard window will appear.
By default setup will install to the default location: C:\Program
Files\D-Link\DWA-132, where C: represents the drive letter of your
hard drive. To install to a dierent location click Browse and specify
the location.
Select the Program Files folder location.
Click Next
Click Next
Click Next

13D-Link DWA-132 User Manual
Section 2 - Installation
The Wireless Connection Wizard will now appear.
If you want to manually connect to a wireless network, refer to page
15. The following instructions will connect you to a wireless network
using Wi-Fi Protected Setup (WPS).
Insert the adapter into an available USB port on your computer.
If the Found New Hardware Wizard appears, click Cancel.
Click Next
Click Next

14D-Link DWA-132 User Manual
Section 2 - Installation
To connect to your network using the WPS push button conguration method, click the
virtual button as shown in the screenshot.
Note: You may also connect to your network by pressing and holding the WPS button on
the adapter for two seconds until the wizard screen comes up. Then, press the WPS button
on the router/access point to continue.
Press the WPS button on your access point or wireless router within 2 minutes to establish
connectivity.
When this screen appears, you have successfully connected to your wireless network. Click
Next to complete your setup.
Click Next
Push Button Conguration (PBC)

15D-Link DWA-132 User Manual
Section 2 - Installation
To manually connect to your wireless network, select Manually connect to a wireless
network and then click Next.
Click Next
Click the Scan button to display a list of wireless networks (site survey). Click on the
network name (SSID) and click Next.
Click Next
Enter the network name (SSID) manually. If you enter the SSID incorrectly, you will
automatically be brought to the site survey page. Click Scan to display the site survey
page.
Click Next

16D-Link DWA-132 User Manual
Section 2 - Installation
Click Finish to continue. If you are prompted to reboot your computer, select Yes, I
want to restart my computer now.
Click Finish
When this screen appears, you are successfully connected to your wireless network.
Click Next to complete your setup.
Click Next

17D-Link DWA-132 User Manual
Section 3 - Conguration
This section will show you how to congure your new D-Link wireless adapter using the D-Link Utility, the Windows® 7 and
Vista® WLAN Autoconguration, as well as the Windows XP Zero Conguration Utility.
D-Link Wireless Connection Manager
The D-Link DWA-132 uses the Wireless Connection Manager as the management software. The manager provides the user an
easy interface to change any settings related to the wireless adapter. Clicking on the Wireless Connection Manager icon on
the desktop will start the Conguration.
If you are using Windows Vista® please skip to page 28 or Windows® XP skip to page 30.
Double-click the Wireless Connection
Manager icon on your desktop.

18D-Link DWA-132 User Manual
Section 3 - Conguration
Wireless Networks
The SSID (Service Set Identier) is the name of the
wireless network.
Displays the MAC address of the wireless device.
Displays the Link Quality of the wireless connection.
If there is a “lock” icon, this means the wireless
network is secure. You must know the encryption
key/security settings to connect.
Displays the channel of the wireless network.
Connect to a wireless network using Wi-Fi
Protected Setup. Refer to the next page.
Rescans for available wireless networks in your
area.
Highlight a wireless network and click the Connect
button. If the network is secure, a pop-up window
will appear. Enter the security information to
connect (refer to the Wireless Security section for
more information).
Select a wireless network profile from the
drop-down menu and click Activate to connect.
Allow up to 30 seconds to connect.
MAC:
SSID:
Channel:
Signal:
Security:
Refresh Button:
Connect Button:
Activate Button:
The Wireless Networks (Site Survey) page will display all wireless networks that are available in your area. To connect to a
network, simply highlight the wireless network (SSID) and click Connect.
WPS Button:

19D-Link DWA-132 User Manual
Section 3 - Conguration
Wi-Fi Protected Setup (WPS)
Wi-Fi Protected Setup (WPS) System is designed for easy setup of
security-enabled Wi-Fi networks. It is recommended to have the
access point or wireless router nearby during setup.
For more information on WPS, visit the Wi-Fi Alliance website at www.
wi-.org.
“Push Button Conguration” (PBC) is a virtual button in the utility
that connects you to other WPS-enabled devices. A connection can
be established by clicking on the virtual button, then pushing the
physical button on the access point or wireless router within 120
seconds. Refer to page 14.
“Personal Identication Number” (PIN) is a unique number generated
randomly by the wireless adapter’s utility. Entering this number in the
utility of the WPS-enabled wireless router or access point connects
you with the intended wireless network. Refer to the next page for
more information.

20D-Link DWA-132 User Manual
Section 3 - Conguration
Push Button
1. To connect to your network, press the WPS button on the
adapter and hold for two seconds until the wizard screen
appears.
2. Press the WPS button located on your access point or router to
continue. This screen will appear once you have successfully
established connection with your network.

21D-Link DWA-132 User Manual
Section 3 - Conguration
If you want to connect using the PBC method, refer to page 14. To use the PIN method, select
PIN (Personal Identication Number) and click Next.
Click Next
Make sure your access point or wireless router is close by. Write down the number on the screen.
Enter this number in your access point or wireless router. Please refer to the manufacture’s
manual for instructions.
Once you click Next, you will have 2 minutes to enter this number in your access point or
wireless router.
Click Next
Personal Identication Number (PIN)

22D-Link DWA-132 User Manual
Section 3 - Conguration
The adapter will try to establish connectivity to your access point or wireless router.
When this screen appears, you have successfully established connectivity. Click Finish to
complete your setup.
Click Finish

23D-Link DWA-132 User Manual
Section 3 - Conguration
My Wireless Networks
The My Wireless Networks page will allow you to create, edit, and delete wireless network proles. Every time you connect to
a network using the Wireless Networks page, a prole will automatically be created.
New Button:
Modify:
Click New to create a new wireless network prole
(refer to page 24).
Click Modify to edit a current prole (refer to page
25).
Click Delete to remove a prole.
Click Activate to use a profile. Allow up to 30
seconds to connect to the wireless network.
The Prole Details section will display information
about the wireless network such as the network
name (SSID), network type (Infrastructure), and if
the network is secured.
Delete:
Activate:
Prole Details:

24D-Link DWA-132 User Manual
Section 3 - Conguration
Add Prole
You may add a new network by clicking the New button from the My Wireless Networks page.
Prole Name:
SSID:
Enter a name for your prole (e.g. Home, Oce, Coee Shop).
Enter the SSID of the wireless network.
Select the network type. If you are connecting to a wireless
router or access point, select Infrastructure. (Ad-hoc mode is not
supported)
Select the type of security used. Please refer to the Wireless
Security section for more information.
Click OK to save your settings.
Network Type:
Security Type:
OK Button:

25D-Link DWA-132 User Manual
Section 3 - Conguration
Modify Prole
You may edit an existing prole by selecting the prole and clicking the Modify button from the My Wireless Networks page.
Prole Name:
SSID:
Enter a name for your prole (e.g. Home, Oce, Coee Shop).
Displays the SSID of the network.
Displays the network type.
Select the type of security used. Please refer to the Wireless Security
section for more information.
Click OK to save your settings.
Network Type:
Security Type:
OK Button:

26D-Link DWA-132 User Manual
Section 3 - Conguration
Support
If you need help, click the Support button. A panel will appear to the right of the utility which will display information about
the utility.

27D-Link DWA-132 User Manual
Section 3 - Conguration
The About screen gives you information about the Driver and Utility Versions of the DWA-132.
About

28D-Link DWA-132 User Manual
Section 3 - Conguration
Connect to a Wireless Network
Using Windows® 7
Windows® 7 users may use the built-in wireless utility. If you are using another company’s utility, please refer to the user manual
of your wireless adapter for help with connecting to a wireless network. Most utilities will have a “site survey” option similar to
the Windows® 7 utility as seen below.
Left-click the wireless icon in your system tray (lower-right corner
next to the time).
If you receive the Wireless Networks Detected bubble, click on
the center of the bubble to access the utility.
or
The utility will display any available wireless networks in your area.
Click on a network (displayed using the SSID) and click the Connect
button.
If you get a good signal but cannot access the Internet, check your
TCP/IP settings for your wireless adapter. Refer to the Networking
Basics section in this manual for more information.

29D-Link DWA-132 User Manual
Section 3 - Conguration
Connect to a Wireless Network
Using Windows Vista®
Windows Vista® users may use the built-in wireless utility. If you are using another company’s utility, please refer to the user
manual of your wireless adapter for help with connecting to a wireless network. Most utilities will have a “site survey” option
similar to the Windows Vista® utility as seen below.
Right-click on the wireless computer icon in your system tray
(lower-right corner next to the time). Select Connect to a network.
If you receive the Wireless Networks Detected bubble, click on
the center of the bubble to access the utility.
or
The utility will display any available wireless networks in your area.
Click on a network (displayed using the SSID) and click the Connect
button.
If you get a good signal but cannot access the Internet, check you
TCP/IP settings for your wireless adapter. Refer to the Networking
Basics section in this manual for more information.

30D-Link DWA-132 User Manual
Section 3 - Conguration
Connect to a Wireless Network
Using Windows® XP
Windows® XP users may use the built-in wireless utility (Zero Conguration Utility). The following instructions are for Service
Pack 2 users. If you are using another company’s utility, please refer to the user manual of your wireless adapter for help with
connecting to a wireless network. Most utilities will have a “site survey” option similar to the Windows® XP utility as seen below.
Right-click on the wireless computer icon in your system tray
(lower-right corner next to the time). Select View Available
Wireless Networks.
If you receive the Wireless Networks Detected bubble, click on
the center of the bubble to access the utility.
or
The utility will display any available wireless networks in your area. Click
on a network (displayed using the SSID) and click the Connect button.
If you get a good signal but cannot access the Internet, check your TCP/
IP settings for your wireless adapter. Refer to the Networking Basics
section in this manual for more information.

31D-Link DWA-132 User Manual
Section 4 - Wireless Security
Wireless Security
This section will show you the dierent levels of security you can use to protect your data from intruders. The
DWA-132 oers the following types of security:
• WPA2 (Wi-Fi Protected Access 2) • WPA2-PSK (Pre-Shared Key)
• WPA (Wi-Fi Protected Access) • WPA-PSK (Pre-Shared Key)
What is WPA?
WPA, or Wi-Fi Protected Access, is a Wi-Fi standard that was designed to improve the security features of WEP (Wired Equivalent
Privacy).
The 2 major improvements over WEP:
• Improved data encryption through the Temporal Key Integrity Protocol (TKIP). TKIP scrambles the keys using a
hashing algorithm and, by adding an integrity-checking feature, ensures that the keys haven’t been tampered
with. WPA2 is based on 802.11i and uses Advanced Encryption Standard instead of TKIP.
• User authentication, which is generally missing in WEP, through the extensible authentication protocol (EAP).
WEP regulates access to a wireless network based on a computer’s hardware-specic MAC address, which is
relatively simple to be snied out and stolen. EAP is built on a more secure public-key encryption system to
ensure that only authorized network users can access the network.
WPA-PSK/WPA2-PSK uses a passphrase or key to authenticate your wireless connection. The key is an alpha-numeric password
between 8 and 63 characters long. The password can include symbols (!?*&_) and spaces. This key must be the exact same key
entered on your wireless router or access point.
WPA/WPA2 incorporates user authentication through the Extensible Authentication Protocol (EAP). EAP is built on a more
secure public key encryption system to ensure that only authorized network users can access the network.

32D-Link DWA-132 User Manual
Section 4 - Wireless Security
Congure WPA/WPA2 Passphrase
Using the D-Link Wireless Connection Manager
It is recommended to enable WPA-PSK on your wireless router or access point before conguring your wireless adapter. If you
are joining an existing network, you will need to know the WPA-PSK passphrase being used.
1. Open the Wireless Connection Manager by double-clicking on the
D-Link icon on your desktop.
2. Highlight the wireless network (SSID) you would like to connect
to and click Connect. If the network is using WPA-PSK, the screen
(as shown to the bottom-right) will appear.
3. Enter the WPA-PSK passphrase exactly as it is on your wireless
router or access point. Click the Show text in the password eld
box to see the passphrase. Unchecking it will hide it.
4. Click OK to connect to the network. Allow up to 30 seconds to connect.
If you would like to create a new network and enter the WPA-PSK
settings, refer to the next page.

33D-Link DWA-132 User Manual
Section 4 - Wireless Security
It is recommended to enable WPA-PSK on your wireless router or access point before conguring your wireless adapter. Make
sure you enter the passphrase exactly the same on all wireless devices.
1. Open the Wireless Connection Manager by double-clicking on the D-Link icon on your desktop. Click on New to create a
new prole or highlight an existing prole and click Modify.
2. Select WPA/WPA2-Personal under Set Security Option.
3. Select TKIP or AES.
4. Enter the passphrase exactly as it is on your wireless router or
access point.
5. Click OK to connect to the network. Allow up to 30 seconds to
connect.

34D-Link DWA-132 User Manual
Section 4 - Wireless Security
Congure WPA/WPA2 Passphrase
Using Windows® 7
It is recommended to enable wireless security (WPA/WPA2) on your wireless router or access point before conguring your
wireless adapter. If you are joining an existing network, you will need to know the security key or passphrase being used.
2. The utility will display any available wireless networks in
your area.
1. Click on the wireless icon in your system tray (lower-right
corner).

35D-Link DWA-132 User Manual
Section 4 - Wireless Security
3. Highlight the wireless network (SSID) you would like to connect
to and click the Connect button.
If you get a good signal but cannot access the Internet, check your
TCP/IP settings for your wireless adapter. Refer to the Networking
Basics section in this manual for more information.
4. The following window appears while your computer tries to
connect to the router.

36D-Link DWA-132 User Manual
Section 4 - Wireless Security
5. Enter the same security key or passphrase that is on your router
and click Connect. You can also connect by pushing the WPS
button on the router.
It may take 20-30 seconds to connect to the wireless network. If the
connection fails, please verify that the security settings are correct.
The key or passphrase must be exactly the same as on the wireless
router.

37D-Link DWA-132 User Manual
Section 4 - Wireless Security
Congure WPA/WPA2 Passphrase
Using Windows Vista®
It is recommended to enable wireless security (WPA/WPA2) on your wireless router or access point before conguring your
wireless adapter. If you are joining an existing network, you will need to know the security key or passphrase being used.
2. Highlight the wireless network (SSID) you would like to
connect to and click Connect.
1. Open the Windows Vista® Wireless Utility by right-clicking on
the wireless computer icon in your system tray (lower right
corner of screen). Select Connect to a network.

38D-Link DWA-132 User Manual
Section 4 - Wireless Security
3. Enter the same security key or passphrase that is on your router and
click Connect.
It may take 20-30 seconds to connect to the wireless network. If the
connection fails, please verify that the security settings are correct. The
key or passphrase must be exactly the same as on the wireless router.

39D-Link DWA-132 User Manual
Section 4 - Wireless Security
Congure WPA/WPA2 Passphrase
Using the Windows® XP Utility
It is recommended to enable WPA-PSK on your wireless router or access point before conguring your wireless adapter. If you
are joining an existing network, you will need to know the WPA-PSK key being used.
2. Highlight the wireless network (SSID) you would like to
connect to and click Connect.
1. Open the Windows® XP Wireless Utility by right-clicking
on the wireless computer icon in your system tray
(lower-right corner of screen). Select View Available Wireless
Networks.

40D-Link DWA-132 User Manual
Section 4 - Wireless Security
3. The Wireless Network Connection box will appear. Enter the WPA-PSK
passphrase and click Connect.
It may take 20-30 seconds to connect to the wireless network. If the
connection fails, please verify that the WPA-PSK settings are correct. The
WPA-PSK passphrase must be exactly the same as on the wireless router
or access point.

41D-Link DWA-132 User Manual
Section 4 - Wireless Security
Congure WPA/WPA2 (RADIUS)
Using the D-Link Wireless Connection Manager
WPA and WPA2 are for advanced users who are familiar with using a RADIUS server and setting up certicates.
1. Open the Wireless Connection Manager by double-clicking on the D-Link icon on your desktop. Click on New to create a
new prole or highlight an existing prole and click Modify.
2. Select WPA/WPA2-Enterprise under Set Security Option and then select TKIP or
AES.
3. Click on Advanced Cong to continue.
4. Next to EAP Type, select EAP-TLS, EAP-TTLS, or PEAP. Extensible Authentication
Protocols allow devices on the network to request authentication from the
RADIUS server in the network. All the devices on the network must use the same
EAP type when using a RADIUS server for authentication. Some RADIUS servers
require that the Validate Server eld be selected. Check this eld if your RADIUS
server requires validation.
5. Select a User Certicate from the drop-down menu.
6. Enter the login information required to authenticate.
7. Click Add to enter the IP address(es) of your RADIUS servers.
8. Click OK to save your settings.

42D-Link DWA-132 User Manual
Section 5 - Troubleshooting
1. How do I know if my adapter is installed properly?
Select the Hardware Tab.
Troubleshooting
This chapter provides solutions to problems that can occur during the installation and operation of the DWA-132. Read the
following descriptions if you are having problems. (The examples below are illustrated in Windows® XP. If you have a dierent
operating system, the screenshots on your computer will look similar to the following examples.)
Go to Start > My Computer > Properties.

43D-Link DWA-132 User Manual
Section 5 - Troubleshooting
Click the + sign next to Network Adapters.
Right-click on D-Link DWA-132 USB Adapter.
Select Properties to check that the drivers are installed
properly.
Look under Device Status to check that the device is
working properly. Click OK to continue.
D-Link DWA-132 USB Adapter

44D-Link DWA-132 User Manual
Section 5 - Troubleshooting
Make sure that the DWA-132 Wireless N USB Adapter is properly seated in the computer’s USB port.
If Windows does not detect the hardware upon insertion of the adapter, make sure to completely remove drivers that were
previously loaded.
2. The computer does not recognize the DWA-132 Wireless N USB Adapter.
• Check that the LED indicators for the broadband modem are indicating normal activity. If not, there may be a
problem with the broadband connection.
• Check that the LED indicators on the wireless router are functioning properly. If not, check that the AC power
and Ethernet cables are rmly connected.
• Check that the IP Address, subnet mask, gateway, and DNS settings are correctly entered for the network
• In Infrastructure mode, make sure the same Service Set Identier (SSID) is specied on the settings for the
wireless clients and access points. The SSID factory default setting for D-Link products is d-link. (Double-click
on the WLAN icon in the taskbar. The Link Info screen will display the SSID setting.)
3. The computer with the DWA-132 installed is unable to connect to the wireless network and/or the Internet.

45D-Link DWA-132 User Manual
Section 5 - Troubleshooting
Check that the Network Connection for the wireless client is congured properly. Select AP (Infrastructure) when connecting
to an access point. Double-click on the WLAN icon in the taskbar > click on Conguration to change the settings for the
wireless adapter.
If Security is enabled, make sure that the correct encryption keys are entered on both the DWA-132 and the access point.
Double-click on the WLAN icon in the taskbar > click Encryption. Check to see that the key selected is set to the same key as
other devices on the network.

46D-Link DWA-132 User Manual
Appendix A - Wireless Basics
D-Link wireless products are based on industry standards to provide easy-to-use and compatible high-speed wireless
connectivity within your home, business or public access wireless networks. Strictly adhering to the IEEE standard, the D-Link
wireless family of products will allow you to securely access the data you want, when and where you want it. You will be able
to enjoy the freedom that wireless networking delivers.
A wireless local area network (WLAN) is a cellular computer network that transmits and receives data with radio signals instead of
wires. Wireless LANs are used increasingly in both home and oce environments, and public areas such as airports, coee shops
and universities. Innovative ways to utilize WLAN technology are helping people to work and communicate more eciently.
Increased mobility and the absence of cabling and other xed infrastructure have proven to be benecial for many users.
Wireless users can use the same applications they use on a wired network. Wireless adapter cards used on laptop and desktop
systems support the same protocols as Ethernet adapter cards.
Under many circumstances, it may be desirable for mobile network devices to link to a conventional Ethernet LAN in order to
use servers, printers or an Internet connection supplied through the wired LAN. A Wireless Router is a device used to provide
this link.
Wireless Basics

47D-Link DWA-132 User Manual
Appendix A - Wireless Basics
What is Wireless?
Wireless or Wi-Fi technology is another way of connecting your computer to the network without using wires.
Wi-Fi uses radio frequency to connect wirelessly, so you have the freedom to connect computers anywhere in
your home or oce network.
Why D-Link Wireless?
D-Link is the worldwide leader and award winning designer, developer, and manufacturer of networking
products. D-Link delivers the performance you need at a price you can aord. D-Link has all the products you
need to build your network.
How does wireless work?
Wireless works similar to how cordless phone work, through radio signals to transmit data from one point A
to point B. But wireless technology has restrictions as to how you can access the network. You must be within
the wireless network range area to be able to connect your computer. There are two dierent types of wireless
networks Wireless Local Area Network (WLAN), and Wireless Personal Area Network (WPAN).
Wireless Local Area Network (WLAN)
In a wireless local area network, a device called an Access Point (AP) connects computers to the network. The
access point has a small antenna attached to it, which allows it to transmit data back and forth over radio signals.
With an indoor access point as seen in the picture, the signal can travel up to 300 feet. With an outdoor access
point the signal can reach out up to 30 miles to serve places like manufacturing plants, industrial locations,
college and high school campuses, airports, golf courses, and many other outdoor venues.
Wireless Personal Area Network (WPAN)

48D-Link DWA-132 User Manual
Appendix A - Wireless Basics
Bluetooth is the industry standard wireless technology used for WPAN. Bluetooth devices in WPAN operate in
a range up to 30 feet away.
Compared to WLAN the speed and wireless operation range are both less than WLAN, but in return it doesn’t
use nearly as much power which makes it ideal for personal devices, such as mobile phones, PDAs, headphones,
laptops, speakers, and other devices that operate on batteries.
Who uses wireless?
Wireless technology as become so popular in recent years that almost everyone is using it, whether it’s for home,
oce, business, D-Link has a wireless solution for it.
Home
• Gives everyone at home broadband access
• Surf the web, check email, instant message, and etc
• Gets rid of the cables around the house
• Simple and easy to use
Small Oce and Home Oce
• Stay on top of everything at home as you would at oce
• Remotely access your oce network from home
• Share Internet connection and printer with multiple computers
• No need to dedicate oce space

49D-Link DWA-132 User Manual
Appendix A - Wireless Basics
Where is wireless used?
Wireless technology is expanding everywhere not just at home or oce. People like the freedom of mobility
and it’s becoming so popular that more and more public facilities now provide wireless access to attract people.
The wireless connection in public places is usually called “hotspots”.
Using a D-Link USB Adapter with your laptop, you can access the hotspot to connect to Internet from remote
locations like: Airports, Hotels, Coee Shops, Libraries, Restaurants, and Convention Centers.
Wireless network is easy to setup, but if you’re installing it for the rst time it could be quite a task not knowing
where to start. That’s why we’ve put together a few setup steps and tips to help you through the process of
setting up a wireless network.
Tips
Here are a few things to keep in mind, when you install a wireless network.
Centralize your router or Access Point
Make sure you place the router/access point in a centralized location within your network for the best performance.
Try to place the router/access point as high as possible in the room, so the signal gets dispersed throughout
your home. If you have a two-story home, you may need a repeater to boost the signal to extend the range.
Eliminate Interference
Place home appliances such as cordless telephones, microwaves, and televisions as far away as possible from
the router/access point. This would signicantly reduce any interference that the appliances might cause since
they operate on same frequency.
Security

50D-Link DWA-132 User Manual
Appendix A - Wireless Basics
Don’t let you next-door neighbors or intruders connect to your wireless network. Secure your wireless network
by turning on the WPA or WEP security feature on the router. Refer to product manual for detail information on
how to set it up.
There are basically two modes of networking:
• Infrastructure – All wireless clients will connect to an access point or wireless router.
• Ad-Hoc – Directly connecting to another computer, for peer-to-peer communication, using wireless network
adapters on each computer. Unfortunately 802.11g/n products such as the DWA-132 do not support ad-hoc
mode.
An Infrastructure network contains an Access Point or wireless router. All the wireless devices, or clients, will connect to the
wireless router or access point.
An Ad-Hoc* network contains only clients, such as laptops with wireless USB Adapters. All the adapters must be in Ad-Hoc
mode to communicate.
* Not supported with the DWA-132.
Wireless Modes

51D-Link DWA-132 User Manual
Appendix B - Networking Basics
Networking Basics
Check your IP address
After you install your new D-Link wireless adapter and have established a wireless connection, by default, the TCP/IP settings
should be set to obtain an IP address from a DHCP server (i.e. router) automatically. To verify your IP address, please follow the
steps below.
Windows® XP Users
• Click on Start > Run. In the run box type cmd and click OK.
• At the prompt, type ipcong and press Enter.
• This will display the IP address, subnet mask, and the default gateway of your adapter.
Windows® 7/Windows Vista® Users
• Click Start > All Programs > Accessories > Command Prompt. You may need
administrative access to run this application.
• For all additional prompt windows inquiring of running the command prompt
application, select Yes, OK, or Continue.
• At the prompt, type ipcong and press Enter.
• This will display the IP address, subnet mask, and default gateway of your adapter.
If the address is 0.0.0.0, check your adapter installation, security settings, and the settings on your router. Some rewall software programs may
block a DHCP request on newly installed adapters.

52D-Link DWA-132 User Manual
Appendix B - Networking Basics
Statically Assign an IP address
If you are not using a DHCP capable gateway/router, or you need to assign a static IP address, please follow the steps below:
Windows® XP Users
• Windows® XP - Click on Start > Control Panel. Make sure you are in Classic View. Double-click on the Network Connections icon.
• Right-click on the Local Area Connection which represents your D-Link wireless network adapter (or other adapter) which will be connected
to your router.
• Highlight Internet Protocol (TCP/IP) and click Properties.
• Click Use the following IP address and enter an IP address that is on the same subnet as your network or LAN IP address on your router.
Example: If the router’s LAN IP address is 192.168.0.1, make your IP address 192.168.0.X where
X is a number between 2 and 99. Make sure that the number you choose is not in use on the
network.
• Set Default Gateway the same as the LAN IP address of your router or gateway.
• Set Primary DNS the same as the LAN IP address of your router or gateway.
• The Secondary DNS is optional (you may enter a DNS server from your ISP).
• Click OK to save your settings.

53D-Link DWA-132 User Manual
Appendix B - Networking Basics
Windows® 7/Windows Vista® Users
• Click on Start > Control Panel. Make sure you are in Classic View. Double-click on the Network and Sharing Center icon. Along the left
panel in the window, click on Manage network connections.
• Right-click on the Local Area Connection which represents your D-Link wireless network adapter which will be connected to your network.
• Highlight Internet Protocol Version 4 (TCP /IPv4) and click Properties.
• Click Use the following IP address and enter an IP address that is on the same
subnet as your network or LAN IP address on your router or network.
Example: If the router’s LAN IP address is 192.168.0.1, make your IP address
192.168.0.X where X is a number between 2 and 99. Make sure that the number
you choose is not in use on the network.
• Set Default Gateway the same as the LAN IP address of your router or gateway.
• Set Primary DNS the same as the LAN IP address of your router or gateway.
• The Secondary DNS is optional (you may enter a DNS server from your ISP).
• Click OK to save your settings.

54D-Link DWA-132 User Manual
Standards
• IEEE 802.11n
• IEEE 802.11g
Bus Type
• USB 2.0 (1.1 compatible)
Security
• WPA/WPA2 - Wi-Fi Protected Access (TKIP, MIC,
IV Expansion, Shared Key Authentication)
• WPS (PIN and PBC)
Media Access Control
• CSMA/CA with ACK
Frequency Range
• 2.4GHz to 2.483GHz
Power Consumption (802.11n)
• Tx: 230 mA
• Rx: 140 mA
Modulation Technology
• Orthogonal Frequency
Division Multiplexing (OFDM)
• Complementary Code Keying (CCK)
Transmitter Power Output
• 28.5 dBm
Operating Voltage
• 5 VDC +/- 5%
Operating Temperature
• 32°F to 104°F ( 0°C to 40°C)
Operating Humidity
• 10% to 90% maximum (non-condensing)
Dimensions
• 69.89 mm x 18.37 mm x 10.8 mm
Weight
• 7.8 g
• FCC Class B
• IC
• CE
• C-Tick

55D-Link DWA-132 User Manual
Appendix D - Warranty
Federal Communication Commission Interference Statement
This equipment has been tested and found to comply with the limits for a Class B digital device, pursuant to Part 15 of the FCC Rules.
These limits are designed to provide reasonable protection against harmful interference in a residential installation. This equipment
generates, uses and can radiate radio frequency energy and, if not installed and used in accordance with the instructions, may
cause harmful interference to radio communications. However, there is no guarantee that interference will not occur in a particular
installation. If this equipment does cause harmful interference to radio or television reception, which can be determined by turning
- Reorient or relocate the receiving antenna.
- Increase the separation between the equipment and receiver.
- Consult the dealer or an experienced radio/TV technician for help.
FCC Caution:
operate this equipment.
This device complies with Part 15 of the FCC Rules. Operation is subject to the following two conditions: (1) This device may not cause harmful
interference, and (2) this device must accept any interference received, including interference that may cause undesired operation.
IMPORTANT NOTE:
FCC Radiation Exposure Statement:
The product comply with the US/Canada portable RF exposure limit set forth for an uncontrolled environment and are safe for intended
operation as described in this manual. The further RF exposure reduction can be achieved if the product can be kept as far as possible
from the user body or set the device to lower output power if such function is available.
This transmitter must not be co-located or operating in conjunction with any other antenna or transmitter.
SAR compliance has been established in typical laptop computer(s) with USB slot, and product could be used in typical laptop
exposure rule and such use shall be prohibited.
The USB dongle transmitter is approved for use in typical laptop computers. To comply with FCC RF exposure requirements, it should
not be used in other devices or certain laptop and tablet computer congurations where the USB connectors on the host computer
are unable to provide or ensure the necessary operating congurations intended for the device and its users or bystanders to satisfy
RF exposure compliance requirements.

56D-Link DWA-132 User Manual
Appendix D - Warranty
Industry Canada Notice:
This device complies with Canadian RSS-210
“This Class B digital apparatus complies with Candadian ICES-003”
Cet appareil numérique de la classe B est conforme à la norme NMB-003 du Canada.
Industry Canada statement:
This device complies with RSS-210 of the Industry Canada Rules. Operation is subject to the following two conditions:
(1) This device may not cause harmful interference, and
(2) this device must accept any interference received, including interference that may cause undesired operation.
IMPORTANT NOTE: Radiation Exposure Statement:
IC Radiation Exposure Statement:
The product comply with the US/Canada portable RF exposure limit set forth for an uncontrolled environment and are safe for intended
operation as described in this manual. The further RF exposure reduction can be achieved if the product can be kept as far as possible from
the user body or set the device to lower output power if such function is available.
Ce dispositif est conforme à la norme CNR-210 d'Industrie Canada applicable aux appareils radio exempts de licence. Son fonctionnement
est sujet aux deux conditions suivantes: (1) le dispositif ne doit pas produire de brouillage préjudiciable, et (2) ce dispositif doit accepter tout
brouillage reçu, y compris un brouillage susceptible de provoquer un fonctionnement indésirable.
NOTE IMPORTANTE:
Déclaration d'exposition aux radiations:
Le produit est conforme aux limites d'exposition pour les appareils portables RF pour les Etats-Unis et le Canada établies pour un
environnement non contrôlé.
Le produit est sûr pour un fonctionnement tel que décrit dans ce manuel. La réduction aux expositions RF peut être augmentée si l'appareil
peut être conservé aussi loin que possible du corps de l'utilisateur ou que le dispositif est réglé sur la puissance de sortie la plus faible si une
telle fonction est disponible.

57D-Link DWA-132 User Manual
Appendix D - Warranty
Europe – EU Declaration of Conformity
This device complies with the essential requirements of the R&TTE Directive 1999/5/EC. The following test methods have been applied
in order to prove presumption of conformity with the essential requirements of the R&TTE Directive 1999/5/EC:
EN60950-1: 2009
Safety of Information Technology Equipment
EN 62311: 2008
Assessment of electronic and electrical equipment related to human exposure restrictions for electromagnetic fields (0 Hz – 300GHz)
EN 300 328 V1.7.1 (2006-10)
Electromagnetic compatibility and Radio spectrum Matters (ERM); Wideband transmission systems; Data transmission equipment
operating in the 2,4 GHz ISM band and using wide band modulation techniques; Harmonized EN covering essential requirements
under article 3.2 of the R&TTE Directive
EN 301 489-1 V1.8.1 (2008-04)
Electromagnetic compatibility and Radio Spectrum Matters (ERM); ElectroMagnetic Compatibility (EMC) standard for radio equipment
and services; Part 1: Common technical requirements
EN 301 489-17 V2.1.1 (2009-05)
Electromagnetic compatibility and Radio spectrum Matters (ERM); ElectroMagnetic Compatibility (EMC) standard for radio equipment
and services; Part 17: Specific conditions for 2,4 GHz wideband transmission systems and 5 GHz high performance RLAN equipment
This device is a 2.4 GHz wideband transmission system (transceiver), intended for use in all EU member states and EFTA countries,
except in France and Italy where restrictive use applies.
In Italy the end-user should apply for a license at the national spectrum authorities in order to obtain authorization to use the device for
setting up outdoor radio links and/or for supplying public access to telecommunications and/or network services.
This device may not be used for setting up outdoor radio links in France and in some areas the RF output power may be limited to 10
mW EIRP in the frequency range of 2454 – 2483.5 MHz. For detailed information the end-user should contact the national spectrum
authority in France.

58D-Link DWA-132 User Manual
Appendix D - Warranty
Česky [Czech] [Jméno výrobce] tímto prohlašuje, že tento [typ zařízení] je ve shodě se základními požadavky a dalšími
příslušnými ustanoveními směrnice 1999/5/ES.
Dansk [Danish] Undertegnede [fabrikantens navn] erklærer herved, at følgende udstyr [udstyrets typebetegnelse] overholder de
væsentlige krav og øvrige relevante krav i direktiv 1999/5/EF.
Deutsch
[German]
Hiermit erklärt [Name des Herstellers], dass sich das Gerät [Gerätetyp] in Übereinstimmung mit den
grundlegenden Anforderungen und den übrigen einschlägigen Bestimmungen der Richtlinie 1999/5/EG
befindet.
Eesti [Estonian] Käesolevaga kinnitab [tootja nimi = name of manufacturer] seadme [seadme tüüp = type of equipment]
vastavust direktiivi 1999/5/EÜ põhinõuetele ja nimetatud direktiivist tulenevatele teistele asjakohastele sätetele.
English Hereby, [name of manufacturer], declares that this [type of equipment] is in compliance with the essential
requirements and other relevant provisions of Directive 1999/5/EC.
Español
[Spanish]
Por medio de la presente [nombre del fabricante] declara que el [clase de equipo] cumple con los requisitos
esenciales y cualesquiera otras disposiciones aplicables o exigibles de la Directiva 1999/5/CE.
Ελληνική [Greek] ΜΕ ΤΗΝ ΠΑΡΟΥΣΑ [name of manufacturer] ΔΗΛΩΝΕΙ ΟΤΙ [type of equipment] ΣΥΜΜΟΡΦΩΝΕΤΑΙ
ΠΡΟΣ ΤΙΣ ΟΥΣΙΩΔΕΙΣ ΑΠΑΙΤΗΣΕΙΣ ΚΑΙ ΤΙΣ ΛΟΙΠΕΣ ΣΧΕΤΙΚΕΣ ΔΙΑΤΑΞΕΙΣ ΤΗΣ ΟΔΗΓΙΑΣ
1999/5/ΕΚ.
Français [French] Par la présente [nom du fabricant] déclare que l'appareil [type d'appareil] est conforme aux exigences
essentielles et aux autres dispositions pertinentes de la directive 1999/5/CE.
Italiano [Italian] Con la presente [nome del costruttore] dichiara che questo [tipo di apparecchio] è conforme ai requisiti
essenziali ed alle altre disposizioni pertinenti stabilite dalla direttiva 1999/5/CE.
Latviski [Latvian] Ar šo [name of manufacturer / izgatavotāja nosaukums] deklarē, ka [type of equipment / iekārtas tips] atbilst
Direktīvas 1999/5/EK būtiskajām prasībām un citiem ar to saistītajiem noteikumiem.
Lietuvių
[Lithuanian]
Šiuo [manufacturer name] deklaruoja, kad šis [equipment type] atitinka esminius reikalavimus ir kitas
1999/5/EB Direktyvos nuostatas.
Nederlands
[Dutch]
Hierbij verklaart [naam van de fabrikant] dat het toestel [type van toestel] in overeenstemming is met de
essentiële eisen en de andere relevante bepalingen van richtlijn 1999/5/EG.
Malti [Maltese] Hawnhekk, [isem tal-manifattur], jiddikjara li dan [il-mudel tal-prodott] jikkonforma mal-ħtiġijiet essenzjali u
ma provvedimenti oħrajn relevanti li hemm fid-Dirrettiva 1999/5/EC.
Magyar
[Hungarian]
Alulírott, [gyártó neve] nyilatkozom, hogy a [... típus] megfelel a vonatkozó alapvetõ követelményeknek és az
1999/5/EC irányelv egyéb elõírásainak.
Polski [Polish] Niniejszym [nazwa producenta] oświadcza, że [nazwa wyrobu] jest zgodny z zasadniczymi wymogami oraz
pozostałymi stosownymi postanowieniami Dyrektywy 1999/5/EC.
Português [Nome do fabricante] declara que este [tipo de equipamento] está conforme com os requisitos essenciais e