Dell Openmanage Baseboard Management Controller Version 1 2 With 4 5 Users Manual 1.2 4.5.1 User's Guide
2014-11-13
: Dell Dell-Openmanage-Baseboard-Management-Controller-Version-1-2-With-Openmanage-4-5-1-Users-Manual-118030 dell-openmanage-baseboard-management-controller-version-1-2-with-openmanage-4-5-1-users-manual-118030 dell pdf
Open the PDF directly: View PDF
.
Page Count: 86
- User’s Guide
- Contents
- Introduction
- Configuring Your Managed System
- Using the BMC Management Utility
- Known Issues and Frequently Asked Questions
- BMC Management Utility Error Codes
- Terminal Mode Commands
- Glossary
- Index
www.dell.com | support.dell.com
Dell OpenManage™
Baseboard Management Controller
User’s Guide

www.dell.com | support.dell.com
Notes and Notices
NOTE: A NOTE indicates important information that helps you make better use of your computer.
NOTICE: A NOTICE indicates either potential damage to hardware or loss of data and tells you how to avoid the
problem.
____________________
Information in this document is subject to change without notice.
© 2004 Dell Inc. All rights reserved.
Reproduction in any manner whatsoever without the written permission of Dell Inc. is strictly forbidden.
Trademarks used in this text: Dell, the DELL logo, Dell OpenManage, and PowerEdge, are trademarks of Dell Inc.; Microsoft, MS-DOS,
Windows NT, and Windows are registered trademarks of Microsoft Corporation; Red Hat is a registered trademark of Red Hat Corporation;
Intel, Pentium, and Intel386 is a registered trademark of Intel Corporation.
Other trademarks and trade names may be used in this document to refer to either the entities claiming the marks and names or their products.
Dell Inc. disclaims any proprietary interest in trademarks and trade names other than its own.
December 2004

Contents 3
Contents
1 Introduction
Supported Systems. . . . . . . . . . . . . . . . . . . . . . . . . . . . . 8
BMC Configuration and Management Tasks. . . . . . . . . . . . . . . . . 8
Configuring the BMC . . . . . . . . . . . . . . . . . . . . . . . . . 8
Managing the BMC . . . . . . . . . . . . . . . . . . . . . . . . . . 8
BMC Action on Alert . . . . . . . . . . . . . . . . . . . . . . . . . 10
Basic BMC Alerting Over a Shared LAN . . . . . . . . . . . . . . . . 10
IPMI Shell Over a Shared LAN . . . . . . . . . . . . . . . . . . . . . 11
IPMI Shell Over the Serial Cable . . . . . . . . . . . . . . . . . . . . 11
SOL Proxy Over a Shared LAN . . . . . . . . . . . . . . . . . . . . . 12
BMC Configuration and Management Tools . . . . . . . . . . . . . . . . . 12
Using the BMC Setup Module . . . . . . . . . . . . . . . . . . . . . 12
Using the Deployment Toolkit . . . . . . . . . . . . . . . . . . . . . 12
Using the BMC Management Utility . . . . . . . . . . . . . . . . . . 13
Using Server Administrator . . . . . . . . . . . . . . . . . . . . . . 13
Other Dell Documents You May Need . . . . . . . . . . . . . . . . . . . . 14
Obtaining Technical Assistance . . . . . . . . . . . . . . . . . . . . . . 14
2 Configuring Your Managed System
BIOS Configuration . . . . . . . . . . . . . . . . . . . . . . . . . . . . 15
Entering the System Setup Program . . . . . . . . . . . . . . . . . . 15
Baseboard Management Controller Configuration. . . . . . . . . . . . . . 17
Entering the BMC Setup Module . . . . . . . . . . . . . . . . . . . . 17
BMC Setup Module Options . . . . . . . . . . . . . . . . . . . . . . 17
Configuring Your BMC with the Deployment Toolkit Version 1.3
BMCCFG.EXE Utility . . . . . . . . . . . . . . . . . . . . . . . . . . . . 18
Installation and Setup . . . . . . . . . . . . . . . . . . . . . . . . . 19
Creating a Bootable Diskette or CD. . . . . . . . . . . . . . . . . . . 19
Configuring the BMC . . . . . . . . . . . . . . . . . . . . . . . . . 20
Configuring Your BMC with Server Administrator Version 2.0 . . . . . . . . 22

4Contents
Configuring the BMC . . . . . . . . . . . . . . . . . . . . . . . . . 23
3 Using the BMC Management Utility
Installing the BMC Management Utility . . . . . . . . . . . . . . . . . . . 26
Installation Prerequisites . . . . . . . . . . . . . . . . . . . . . . . 26
Supported Operating Systems . . . . . . . . . . . . . . . . . . . . . 26
Installation Procedures . . . . . . . . . . . . . . . . . . . . . . . . . . 27
Installing on Systems Running Supported Windows
Operating Systems . . . . . . . . . . . . . . . . . . . . . . . . . . 27
Uninstalling on Systems Running Supported Windows
Operating Systems . . . . . . . . . . . . . . . . . . . . . . . . . . 28
Installing on Systems Running Supported Red Hat Linux Enterprise
Operating Systems . . . . . . . . . . . . . . . . . . . . . . . . . . 28
Uninstalling on Systems Running Supported Red Hat Linux Enterprise
Operating Systems . . . . . . . . . . . . . . . . . . . . . . . . . . 29
IPMI Shell . . . . . . . . . . . . . . . . . . . . . . . . . . . . . . . . . 29
Using IPMI Shell . . . . . . . . . . . . . . . . . . . . . . . . . . . 30
IPMI Shell Command Syntax. . . . . . . . . . . . . . . . . . . . . . 31
IPMI Shell Global Options . . . . . . . . . . . . . . . . . . . . . . . 31
IPMI Shell Commands . . . . . . . . . . . . . . . . . . . . . . . . . 35
SOL Proxy . . . . . . . . . . . . . . . . . . . . . . . . . . . . . . . . . 40
Using SOL Proxy . . . . . . . . . . . . . . . . . . . . . . . . . . . 42
Configuring SOL Proxy with the SOL Proxy Configuration File . . . . . . . . 52
4 Known Issues and Frequently Asked Questions
Known Issues . . . . . . . . . . . . . . . . . . . . . . . . . . . . . . . 55
General Issues . . . . . . . . . . . . . . . . . . . . . . . . . . . . 55
SOL Proxy Issues . . . . . . . . . . . . . . . . . . . . . . . . . . . 55
IPMI Shell Issues . . . . . . . . . . . . . . . . . . . . . . . . . . . 55
Frequently Asked Questions . . . . . . . . . . . . . . . . . . . . . . . . 56

Contents 5
A BMC Management Utility Error Codes
B Terminal Mode Commands
Security Information . . . . . . . . . . . . . . . . . . . . . . . . . . . . 63
Syntax . . . . . . . . . . . . . . . . . . . . . . . . . . . . . . . . . . 64
Command Length . . . . . . . . . . . . . . . . . . . . . . . . . . . 64
Character Support . . . . . . . . . . . . . . . . . . . . . . . . . . 64
Special Character Handling — <ESC> character . . . . . . . . . . . . 64
Special Character Handling — <DEL> or <BKSP> character. . . . . . . 64
Special Character Handling — Line Continuation character . . . . . . . 64
Special Character Handling — Illegal characters . . . . . . . . . . . . 64
Hex-ASCII Command Format . . . . . . . . . . . . . . . . . . . . . . . . 65
Text Command Format . . . . . . . . . . . . . . . . . . . . . . . . . . . 65
Examples . . . . . . . . . . . . . . . . . . . . . . . . . . . . . . . 66
Glossary . . . . . . . . . . . . . . . . . . . . . . . . . . . . . . . . . . 73
Index . . . . . . . . . . . . . . . . . . . . . . . . . . . . . . . . . . . . 85

6Contents

Introduction 7
Introduction
The Dell™ PowerEdge™ systems baseboard management controller (BMC) monitors the system
for critical events by communicating with various sensors on the system board and sends alerts and
logs events when certain parameters exceed their preset thresholds. The BMC supports the
industry-standard Intelligent Platform Management Interface (IPMI) specification, enabling you
to configure, monitor, and recover systems remotely. The BMC provides the following features:
• Access through the system’s serial port and integrated NIC
• Fault logging and SNMP alerting
• Access to the system event log (SEL) and sensor status
• Control of system functions including power on and off
• Support that is independent of the system’s power or operating state
• Text console redirection for system setup, text-based utilities, and operating system consoles
• Access to Red Hat
®
Enterprise Linux serial console interfaces by using serial over LAN
(SOL).
Dell provides several distinct utilities and programs for accessing the BMC to perform
management activities. The following BMC interfaces allow users to configure and manage your
system through the BMC.
• The BMC Management Utility allows remote, out-of-band LAN and/or serial port power
control, event log access, and console redirection.
• The Dell OpenManage™ Deployment Toolkit Version 1.3 BMCCFG.EXE utility provides a
powerful command line configuration tool.
• Dell OpenManage Server Administrator allows remote, in-band access to event logs, power
control, and sensor status information and provides the ability to configure the BMC.
• In addition, the BMC can be accessed by standard, off-the-shelf terminal or terminal
emulator utilities that allow access to sensor status information, and power control.

8Introduction
www.dell.com | support.dell.com
Supported Systems
The BMC-management features documented in this guide are supported on the following Dell
PowerEdge systems:
• 800
• 1425SC
• 1800
• 1850
• 1855
• 2800
• 2850
BMC Configuration and Management Tasks
This
User’s Guide
documents the basic tasks needed to set up and configure the BMC on a
managed system in preparation for using the BMC Management Utility. These basic tasks are
described in the following sections:
• Configuring the BMC
• Managing the BMC
Configuring the BMC
To configure the BMC in a pre-boot environment, you can use either the BIOS BMC Setup
Module or the DTK BMCCFG.EXE utility, depending on the scope of your required configuration
tasks. Alternately, you can configure the BMC on a managed system with a running operating
system using the Server Administrator home page GUI or CLI. See "Baseboard Management
Controller Configuration" for more information.
Managing the BMC
To manage the BMC in a pre-boot environment, or to access the BMC of a nonresponsive system,
you must use the BMC Management Utility. See "Using the BMC Management Utility." To
configure the BMC on a system with a running operating system or to perform everyday BMC
management tasks, you can use the GUI on the Server Administrator home page. See the
Server
Administrator Version 2.0 User’s Guide
for more information about using Server Administrator to
manage your system’s BMC functions. Figure 1-1 shows the configuration matrix for BMC.

Introduction 9
Figure 1-1. BMC Configuration Matrix
BMC LAN
Alerting
SNMP Traps
BMC Setup
Module
DTK
Server
Administrator
Enable alerting on the
managed system
Configure the IP address,
Subnet mask, and Gateway on
the managed system
Configure the Alert destination
IP address
Enable VLAN (optional)
IT Assistant
Shared
LAN
BMC LAN
Access
Remote SEL
Access
Power Control
System
Identification
System
Information
Activate SOL
BMC Setup
Module
DTK
Server
Administrator
Configure BMC user(s)
Enable LAN on managed
system
Configure the IP address,
Subnet mask, and Gateway on
the managed system
Enable VLAN (optional)
IPMI Shell
Shared
LAN
BMC
Management
Tool
Basic Configuration
Tasks
BMC
Configuration
Tools
Connection
Medium
BMC
Management
Goal
BMC Serial
SEL Access
Power Control
System
Identification
System
Information
BIOS
DTK
Server
Administrator
Configure BMC user(s)
Enable BMC Serial
Set BMC Serial to Basic mode
Set the Baud rate (9600 or
19200)
Set BMC Serial to Terminal
mode
IPMI Shell
(Basic mode
only)
Serial
BMC SOL
Text Utility
Console
Redirection
Remote BIOS
Setup
Microsoft Text
Console
Redirection
Red Hat Linux
Text Console
Redirection
BMC Setup
Module
DTK
Server
Administrator
Configure BMC user(s)
Enable LAN on the managed
system
Configure the IP address,
Subnet mask, and Gateway on
the managed system
Enable VLAN (optional)
Enable BMC NIC
Configure BIOS text console
redirection
Set the Baud rate (9600 or
19200) and the terminal
emulation type (VT100 or
ANSI)
SOL Proxy
Shared
LAN
(Null
modem
cable)
Enable BMC Serial
Terminal
Mode
(Terminal mode
only)
Activate SOL
Proxy
Microsoft
text
console
or
Red Hat
Linux text
console
BMC Action on
Alert
System Reset
System Power
Off
System Power
Cycle
DTK
Server
Administrator
Enable platform events
Enable alert actions
Shared
LAN
BIOS
Enable BMC NIC
Configure BIOS text console
redirection
Set the Baud rate (9600 or
19200) and the terminal
emulation type (VT100 or
ANSI)

10 Introduction
www.dell.com | support.dell.com
BMC Action on Alert
If you plan to use your system’s BMC to send BMC alerts, you must follow the BMC Action on
Alert configuration guidelines listed in Table 1-1.
Basic BMC Alerting Over a Shared LAN
If you plan to use your system’s BMC to only monitor BMC Alerts using IT Assistant, you will need
to follow the BMC configuration guidelines listed in Table 1-2.
Table 1-1. BMC Action on Alert Configuration Guidelines
Features Connection
Medium
BMC Configuration Tools Basic Configuration Tasks BMC Management
Tools
• System Reset
• System Power
Off
• System Power
Cycle
Accessed over a
shared LAN
• DTK (pre-operating system
environment)
• Server Administrator
• Enable platform events
• Enable alert actions
NA
Table 1-2. BMC LAN Alerting Configuration Guidelines
Features Connection
Medium
BMC Configuration Tools Basic Configuration Tasks BMC Management
Tools
SNMP Traps Accessed over a
shared LAN
• BMC Setup Module (pre-
operating system
environment)
• DTK (pre-operating system
environment)
• Server Administrator
• Enable alerting on the
managed system
• Configure the IP address,
Subnet mask, and Gateway
on the managed system
• Configure the Alert
destination IP address
• Enable VLAN (optional)
IT Assistant

Introduction 11
IPMI Shell Over a Shared LAN
If you plan to use the BMC Management Utility’s IPMI Shell to access your system’s BMC over a
shared LAN, you must follow the BMC configuration guidelines listed in Table 1-3.
IPMI Shell Over the Serial Cable
If you plan to use the BMC Management Utility’s IPMI Shell or a text console redirection to access
your system’s BMC over a serial cable, you must follow the BMC configuration guidelines listed in
Table 1-4.
Table 1-3. BMC LAN Access Configuration Guidelines
Features Connection
Medium
BMC Configuration Tools Basic Configuration Tasks BMC Management
Tools
• Remote SEL
access
• Power control
•System
identification
•System
information
Accessed over a
shared LAN
• BMC Setup Module (pre-
operating system
environment)
• DTK (pre-operating system
environment)
• Server Administrator
• Configure BMC user(s)
• Enable LAN on managed
system
• Configure the IP address,
Subnet mask, and Gateway
on the managed system
• Enable VLAN (optional)
IPMI Shell
Table 1-4. BMC Serial Configuration Guidelines
Features Connection
Medium
BMC Configuration Tools Basic Configuration Tasks BMC Management
Tools
• Remote SEL
access
• Power control
•System
identification
•System
information
Accessed through
the serial channel
by using a null
modem cable
• BIOS (pre-operating system
environment)
• DTK (pre-operating system
environment)
• Server Administrator (to
enable BMC serial only)
• Configure BMC user(s)
• Enable BMC serial in BIOS
• Set BMC serial to either
Basic mode or Terminal
mode
• Set the Baud rate (9600 or
19200)
• IPMI Shell
(Basic mode
only)
•Terminal
emulation
(Terminal
mode only)

12 Introduction
www.dell.com | support.dell.com
SOL Proxy Over a Shared LAN
If you plan to use the BMC Management Utility’s SOL Proxy to access your system’s BMC over a
shared LAN, you must follow the BMC configuration guidelines listed in Table 1-5.
BMC Configuration and Management Tools
Using the BMC Setup Module
The BMC Setup Module provides basic BMC setup and configuration functions that can be
accessed during system boot. Use the BMC Setup Module for initial BMC setup and configuration
only. For advanced configuration tasks, you must use the Deployment Toolkit Version 1.3
BMCCFG.EXE utility or Server Administrator Version 2.0. See your system
User’s Guide
for
additional information about the BMC Setup Module.
Using the Deployment Toolkit
The Deployment Toolkit (DTK) Version 1.3 BMCCFG.EXE utility provides a powerful DOS-
based command-line interface for locally configuring your system’s BMC as part of an initial
deployment. Use the BMCCFG.EXE utility to set all supported BMC features. In addition, you
can use the DTK utilities as part of a scripted deployment to multiple similar systems. To use the
BMCCFG.EXE utility, you must perform the following tasks:
• Download the DTK executable and save the utilities to your hard drive.
• Set up a bootable diskette or CD that contains a copy of the BMCCFG.EXE utility.
Table 1-5. BMC SOL Configuration Guidelines
Features Connection
Medium
BMC Configuration Tools Basic Configuration Tasks BMC Management
Tools
• Text Utility
console
redirection
• Remote BIOS
setup
• Microsoft text
console
redirection
• Red Hat
Enterprise
Linux text
console
redirection
Accessed over a
shared LAN
• BIOS (pre-operating system
environment)
• BMC Setup Module (pre-
operating system
environment)
• DTK (pre-operating system
environment)
• Server Administrator (to
enable BMC serial only)
• Configure BMC user(s)
• Enable LAN on the
managed system
• Configure the IP address,
Subnet mask, and Gateway
on the managed system
• Enable VLAN (optional)
• Enable BMC NIC in BIOS
• Configure the BIOS text
console redirection
– Set the Baud rate (9600 or
19200) and the terminal
emulation type (VT100 or
ANSI)
•SOL Proxy
• Microsoft text
console
redirection
• Red Hat
Enterprise
Linux text
console
redirection

Introduction 13
• Locally configure BMC on the managed system.
See the
Deployment Toolkit Version 1.3 User’s Guide
and
Command Line Interface Reference Guide
for more information about using the BMCCFG.EXE utility to configure and manage your system
BMC.
Using the BMC Management Utility
The BMC Management Utility provides a command-line, remote management station to manage
BMC-supported functions. Use the BMC Management Utility to manage your BMC from a
remote management station and as your managed system’s emergency management console. The
utility gives you the option of using either a command line interface (IPMI Shell) or a serial over
LAN proxy (SOL Proxy) to access and manage the BMC. To use the BMC Management Utility,
you must perform the following tasks:
NOTE: You must first configure your BMC with the BMC Setup Module, the Deployment Toolkit
BMCCFG.EXE utility, or Server Administrator before you can use the BMC Management Utility.
• Configure BMC using the BMC Setup Module, the Deployment Toolkit BMCCFG.EXE
utility, or Server Administrator.
• Install the BMC Management Utility on a management station.
See "Configuring Your Managed System" for instructions on configuring the BMC on a managed
system in preparation for using the BMC Management Utility. For complete instructions about
using the BMC Management Utility to manage your system BMC, see "Using the BMC
Management Utility."
Using Server Administrator
Server Administrator Version 2.0 provides a convenient and easy-to-use graphical user interface for
remotely configuring or managing your system’s BMC on a system running a supported operating
system. You can use the Server Administrator Instrumentation Service to configure the most
relevant BMC features, such as Platform Event Filter (PEF) parameters and alert destinations. In
addition, Server Administrator can be used as command line interface. Server Administrator
requires that the system has an operating system installed and functioning. As a result, Server
Administrator is best suited for everyday BMC management tasks, and is not an option for
performing pre-boot setup or accessing the BMC as a emergency management console. To use
Server Administrator, you must perform the following tasks:
• Install Server Administrator on the managed system.
• Remotely access the Server Administrator home page from a supported browser on a
management station.
• Remotely configure BMC on the managed system.
See the
Server Administrator Version 2.0 User’s Guide
and
Command line Interface User’s Guide
for
more information about using Server Administrator to configure and manage your system BMC.

14 Introduction
www.dell.com | support.dell.com
Other Dell Documents You May Need
In addition to this
User's Guide
, you can find the following guides either on the Dell Support
website at
support.dell.com
or on the documentation CD:
• The
Dell OpenManage Quick Installation Guide
provides additional information about
installing the BMC Management Utility on a management station.
• The
Dell OpenManage Server Administrator Version 2.0 User’s Guide
provides additional
information about using Server Administrator to manage your system’s BMC.
• The
Dell OpenManage Deployment Toolkit Version 1.3 User’s Guide
provides additional
information about installing and using the Deployment Toolkit utilities.
• The
Dell OpenManage Deployment Toolkit Version 1.3 Command Line Interface Reference
Guide
provides a complete list of all valid BMC-related command-line options, suboptions,
and arguments.
• The
Dell OpenManage IT Assistant User’s Guide
Version 7.0 provides information about how
to monitor and manage a large number of client and server systems on a local area network
(LAN) or wide area network (WAN).
• Your Dell system
User’s Guide
provides supplemental information about configuring your
BIOS settings with the System Setup Program and your BMC with the BMC Setup Module,
as well as instructions for configuring your system to use console redirection.
Additionally, the Dell OpenManage
readme.txt
file provides the latest available information for the
installation and operation of the programs and utilities used to manage your system through the
BMC. The readme is available on the
Dell OpenManage Systems Management Consoles
CD and on
the Dell Support website at
support.dell.com
.
Obtaining Technical Assistance
If at any time you do not understand a procedure described in this guide or if your product does not
perform as expected, help tools are available to assist you. For more information about these help
tools, see "Getting Help" in your system's
Installation and Troubleshooting Guide
.
Additionally, Dell Enterprise Training and Certification is available; see
www.dell.com/training
for
more information. This service may not be offered in all locations.

Configuring Your Managed System 15
Configuring Your Managed System
Before you can use the BMC Management Utility, you must first configure the necessary system
BIOS, network, and serial connection settings to enable access to the BMC.
In addition, to utilize the BMC Management Utility IPMI Serial functions, you must have a
working connection between the management station and the correct serial I/O port of the target
BMC, using a null modem cable.
This section describes the basic procedures you must perform to prepare your BMC to be accessed
and managed using the BMC Management Utility. The following procedures are described:
• BIOS Configuration
• Baseboard Management Controller Configuration
• Configuring Your BMC with the Deployment Toolkit BMCCFG.EXE utility
• Configuring Your BMC with Server Administrator
BIOS Configuration
For most configurations, you must configure the serial port settings and the console redirection
settings in your system BIOS before you can use the BMC Management Utility. For example, to
access the BMC over a serial cable connection you must configure
Serial Port 1
to
BMC Serial
;
and to access the BMC over a shared LAN if you are using serial over LAN (SOL) proxy, you must
configure
Serial Port 1
to
BMC NIC
. In addition, if you plan to utilize the console redirection
feature, you must configure
Console Redirection
to
Serial Port 1
. To configure the necessary
system BIOS setting, your must enter the System Setup Program.
NOTE: For more information about configuring BIOS settings, see your system User’s Guide.
Entering the System Setup Program
1
Turn on or restart your system.
2
Press <F2> immediately after you see the following message:
<F2> = Setup
The
System Setup
screen appears.
NOTE: If your operating system begins to load before you press <F2>, allow the system to finish
booting, and then restart your system and try again.
3
Use the up- and down-arrow keys to navigate to the
Integrated Devices
field and press
<Enter>.

16 Configuring Your Managed System
www.dell.com | support.dell.com
4
Use the up- and down-arrow keys to navigate to the
Serial Port 1
field and press <Enter>.
5
Use the space bar to select the serial port option.
The options are
COM1
,
COM3
,
BMC Serial
,
BMC NIC
,
Off
, and
RAC
(if an optional RAC
is installed in the system).
For BMC usage, serial port 1 uses the
COM1
address and communication can be either via
the serial port or the integrated shared NIC. RAC control uses only the
COM1
address.
Off
and
COM3
are not available options when Console Redirection is set to use serial port 1.
a
Select
BMC Serial
if you are planning to access the BMC through the serial cable
connection.
b
Select
BMC NIC
if you are using SOL proxy and are planning to access the BMC over a
shared LAN.
6
Press <Enter> to return to the
System Setup
screen.
7
Use the up- and down-arrow keys to navigate to the
Console Redirection
field and press
<Enter>.
8
Use the up- and down-arrow keys to navigate to the
Console Redirection
option and then use
the space bar to set the console redirection feature to
Serial Port 1
.
9
Use the up- and down- arrow keys to navigate to the
Failsafe Baud Rate
option and then use
the space bar to set the console failsafe baud rate, if applicable.
10
Use the up- and down-arrow keys to navigate to the
Remote Terminal Type
option and then
use the space bar to select either
VT 100/VT 200
or
ANSI
, if applicable
.
11
Press <Enter> to return to the
System Setup
screen.
12
Press <Esc> to exit the System Setup program. The
Exit
screen displays the following
options:
•
Save Changes and Exit
•
Discard Changes and Exit
•
Return to Setup
NOTE: For most options, any changes that you make are recorded but do not take effect until you restart
the system.
NOTE: Press <F1> to display the help file for the System Setup program.

Configuring Your Managed System 17
Baseboard Management Controller Configuration
You can perform basic BMC configuration using the BMC Setup Module during system startup.
For more advanced configuration options, see the instructions for the Deployment Toolkit
BMCCFG.EXE utility.
Entering the BMC Setup Module
1
Turn on or restart your system.
2
Press <
Ctrl-E
> when prompted after POST.
If your operating system begins to load before you press <
Crtl-E
>, allow the system to
finish booting, and then restart your system and try again.
BMC Setup Module Options
Table 2-1 lists the BMC Setup Module options and shows how to configure the BMC on a
managed system.
Table 2-1. BMC Setup Module
Option Description
Static IP vs. DHCP Source Displays whether the network controller will be assigned a static IP
address or a DHCP address.
NOTE: This option is not available in Dell™ PowerEdge™ 1855.
BMC IP Address
Enter the IP address for a static IP address. The field is limited to a
maximum value of 255.255.255.255.
NOTE: IP address 169.254.0.2 is returned when the BMC is unable to
contact the DHCP server.
Subnet Mask Enter the subnet mask for the static IP address.
Gateway Enter the IP gateway for the static IP address.
Alerting Enables or disables BMC alerting.
NOTE: This option is not available in Dell PowerEdge 1855.
Alert Destinations Enables or disables BMC alerting destinations.
Alert IP Address Displays the address of the first alert destination.
IPMI Over LAN Enables or disables the out-of-band LAN channel access to the shared
network controller.
User ID Enables or disables the BMC user ID 2 account.
AdministratorID2 Account
Modifies the administrator account’s username and password.

18 Configuring Your Managed System
www.dell.com | support.dell.com
NOTE: If the first integrated network interface controller (NIC1) is used in an Ether Channel team or link
aggregation team, the BMC management traffic will not function properly. For more information about
network teaming, see the documentation for the network interface controller.
Configuring Your BMC with the Deployment Toolkit
Version 1.3 BMCCFG.EXE Utility
The Dell OpenManage™ Deployment Toolkit (DTK) includes a set of DOS-based utilities for
configuring and deploying Dell PowerEdge systems. The DTK BMCCFG.EXE utility is specifically
designed to address all necessary BMC configuration tasks using a powerful and comprehensive
command-line interface. This utility runs on Dell PowerEdge 1425SC and all supported Dell
PowerEdge
x
8
xx
systems. The BMCCFG.EXE utility is
not
supported on PowerEdge
x
7
xx
or earlier
systems.
To use the BMC Management Utility, you must configure your managed system with the
BMCCFG.EXE utility. Perform the following tasks:
• Install the Deployment Toolkit Version 1.3.
• Create either a BMC configuration diskette or CD containing a DOS-bootable image, the
appropriate CD drivers (for a CD only), and the BMCCFG.EXE utility.
• Configure BMC Users.
• Configure BMC SOL access.
• Configure BMC IPMI serial access.
MAC Address Displays the network controller’s BMC MAC address.
Reset BMC settings to default Clears the BMC settings and resets the BMC setting to the defaults.
Hostname Specifies the managed system hostname used to correlate BMC events
to the system on which they originate.
NOTE: This option is not available in Dell PowerEdge 1855.
VLAN Enables and configures a virtual LAN (VLAN) in which the BMC
resides.
Table 2-1. BMC Setup Module (continued)
Option Description

Configuring Your Managed System 19
Installation and Setup
NOTE: See the Deployment Toolkit Version 1.3 User’s Guide for additional information about installing
and using the DTK utilities, and the Deployment Toolkit Version 1.3 Command Line Interface Reference
Guide for a complete list of all valid options, suboptions, and arguments for using the BMCCFG.EXE to
configure and manage your BMC.
The DTK components are provided as a self-extracting zip file on the Dell Support website at
support.dell.com
. The self-extracting file can be opened on any system running a Microsoft
®
Windows
®
operating system, or it can be extracted in DOS using the
PKUNZIP.EXE
utility (not
supplied with the DTK). By default, the
dtk-1.
3
-dos-A
XX
.exe
files are extracted to the root
directory of your local hard drive,
C:\
. This location can be changed by giving a different path when
extracting the file. Perform the following steps to extract the DTK components to a workstation
running Windows:
1
Download the DTK file
dtk-1.
3
-dos-A
XX
.exe
from the Dell Support website at
support.dell.com
and save it anywhere on a system running a supported Windows operating
system.
2
After the zip file is downloaded, double-click the file.
3
Click
OK
.
4
Click
Unzip
.
By default, the DTK files are unzipped to
C:\Dell\Toolkit
. The
BMCCFG.EXE
utility is
located in the
C:\Dell\Toolkit\Tools
directory.
Creating a Bootable Diskette or CD
Use the following guidelines to create bootable media that can be used to configure the BMC on a
managed system:
The bootable diskette image must contain, at a minimum, a command parser
(
COMMAND.COM
), a configuration file (
CONFIG.SYS
), an initial start-up script
(
AUTOEXEC.BAT
), and the appropriate CD drive and network drivers (for a CD only).
NOTE: The DTK utilities support MS-DOS® version 6.22 and later; however, MS-DOS version 7.1 or later
is recommended.
1
Boot your system in DOS.
2
Insert a blank 1.44-MB diskette in the system’s diskette drive.
3
Ty p e
cd\dos
to get to the DOS directory.
4
Ty p e
Format A:/S
to format the diskette and then transfer the files that make the
diskette bootable.

20 Configuring Your Managed System
www.dell.com | support.dell.com
5
Copy additional files as needed.
For example, type the following, and press <Enter> after each command:
•
copy format*.* a:
•
copy mscdex*.* a:
•
copy xcopy*.* a:
•
copy smartdrv*.* a
•
copy sys*.* a:
• and so on
6
Create (or edit) an
autoexec.bat
file that loads the drivers for required devices (for example,
CD drive drivers).
7
Create (or edit) a
config.sys
file that loads the drivers required for the target system devices.
If you are using a bootable diskette to configure the BMC, go to the next step. If you are using
a bootable CD to configure the BMC, go to step 9.
8
Copy the BMCCFG.EXE utility to the Bootable diskette.
You are now ready to use the BMCCFG.EXE utility to configure the BMC. Go to
"Configuring the BMC."
9
Start your CD burning software and generate a DOS-bootable CD using the bootable
diskette you just created as the boot image.
10
Copy the BMCCFG.EXE utility to the root of the CD.
You are now ready to use your bootable CD to configure the BMC on a managed system. Go
to "Configuring the BMC."
Configuring the BMC
Before you can use the BMC Management Utility to remotely manage the BMC on a managed
system, you must perform some basic configuration tasks. The DTK BMCCFG.EXE utility
provides a powerful command-line interface for performing the following configuration tasks:
• Configuring BMC users for the managed system
• Configuring the BMC IP address for IPMI LAN access and SOL access for the managed
system
• Configuring the BMC serial channel for IPMI serial access for the managed system
NOTE: See the Deployment Toolkit Version 1.3 User’s Guide for additional information about installing
and using the DTK utilities, and the Command Line Interface Reference Guide for a complete list of all
valid options, suboptions, and arguments for using the BMCCFG.EXE to configure and manage your BMC.

Configuring Your Managed System 21
Configuring New BMC Users
The BMC is configured by default with user ID 2 set to username:
root
, password:
calvin
. It is
highly recommended that you change the user name and password when deploying your system.
1
Insert the DOS-bootable BMC configuration diskette or CD into the appropriate drive of the
system to be deployed and reboot the system.
2
To create a new user, at the command prompt, type:
bmccfg username --userid=
X
--name=
name
where
X
is a number from 2–10, and
name
is an ASCII string of 16 or fewer characters.
Press <Enter> to execute the command line options.
3
To enable the new user ID, at the command prompt, type:
bmccfg useraction --userid=
X
--action=enable
Press <Enter> to execute the command line options.
4
To set the password for a BMC user, at the command prompt, type:
bmccfg passwordaction --action=setpassword --userid=
X
--
password=
password
where
password
is an ASCII string of 16 or fewer characters.
NOTICE: A password must be set for each BMC user. The BMC firmware does not allow access to users
with null user names or passwords.
Press <Enter> to execute the command line options.
Configuring the BMC IP Address
1
Insert the DOS-bootable diskette or CD into the appropriate drive of the system to be
deployed and reboot the system.
2
To configure the BMC IP address source for the LAN channel to DHCP, at the command
prompt, type:
bmccfg lcp --ipaddrsrc=dhcp
Press <Enter> to execute the command line options.
For a complete list of all valid options, suboptions, and arguments for configuring the BMC
LAN channel see the
Deployment Toolkit Version 1.3 Command Line Interface Reference
Guide
.

22 Configuring Your Managed System
www.dell.com | support.dell.com
3
To configure the BMC IP address source for the LAN channel to a static IP address, at the
command prompt, type:
bmccfg lcp --ipaddrsrc=static --ipaddress=
XXX
.
XXX
.
XXX
.
XX
--subnetmask=
XXX
.
XXX
.
XXX
.
X
--gateway=
XXX
.
XXX
.
XXX
.X
Press <Enter> to execute the command line options.
For a complete list of all valid options, suboptions, and arguments for configuring the BMC
LAN channel see the
Deployment Toolkit Version 1.3 Command Line Interface Reference
Guide
.
Configuring the BMC Serial Channel Access
1
Insert the DOS-bootable diskette or CD into the appropriate drive of the system to be
deployed and reboot the system.
2
To configure the serial port for BMC, at the command prompt, type:
bmccfg scp --connectionmode=basic --msgcommbitrate=
XXXXX
where
XXXXX
is the baud rate in bps.
Press <Enter> to execute the command line options.
For a complete list of all valid options, suboptions, and arguments for configuring the BMC
serial channel see the
Deployment Toolkit Version 1.3 Command Line Interface Reference
Guide
.
Configuring Your BMC with Server Administrator Version 2.0
You can also configure the BMC options using Server Administrator., which is a one-to-one systems
management software program that must be installed on the managed system. Once installed, you
can remotely access Server Administrator from a management station with a supported browser to
perform BMC configuration tasks. See the
Server Administrator User’s Guide
for more information
about installing and using Server Administrator.
You can configure the BMC settings from either the Server Administrator home page or from its
command line interface. Users must have Administrator privileges to access the BMC settings.
Users logged in with User or Power User group privileges can view the BMC information but
cannot change the settings.
See the
Server Administrator Version 2.0 Command Line Interface User's Guide
for information
about configuring the BMC from the command line.
When using Server Administrator, you can click
Help
on the global navigation bar for more
detailed information about the specific window you are viewing. Server Administrator help is
available for all windows accessible to the user based on user privilege level and the specific
hardware and software groups that Server Administrator discovers on the managed system.

Configuring Your Managed System 23
Configuring the BMC
The Server Administrator Instrumentation Service allows you to manage Baseboard Management
Controller (BMC) features such as general BMC information, configuration of the LAN and serial
port, BMC users, and BIOS setup. To use Server Administrator to configure the BMC on a
managed system, perform the following steps:
NOTE: You must be logged in with Admin privileges to configure the BMC settings.
1
Log in to the Server Administrator home page for the target system.
2
Click the
System
object.
3
Click the
Main System Chassis
object.
4
Click the
BMC
object.
5
The
BMC Information
window appears.
6
Click the
Configuration
tab.
Under the
Configuration
tab, you can configure LAN, Serial Port, and Serial Over LAN.
7
Click the
Users
tab.
Under the
Users
tab, you can modify the BMC user configuration.
NOTICE: A password must be set for each BMC user. The BMC firmware does not allow access to users
with null user names or passwords.
8
Click the
BIOS Setup
tab.
Under the
BIOS Setup
tab, you can modify the state of the Serial Port, Console Redirection,
and Console Redirection Failsafe Baud Rate.

24 Configuring Your Managed System
www.dell.com | support.dell.com

Using the BMC Management Utility 25
Using the BMC Management Utility
The BMC Management Utility is a collection of software applications that enable remote
management and configuration of systems equipped with a BMC. The BMC Management Utility
includes the following components:
• Command Line Interface (IPMI Shell)
The IPMI Shell is a scriptable console application program for the control and management
of remote systems using the IPMI 1.5 protocol. The IPMI Shell supports both serial access
and LAN access to the BMC. It allows administration of one or more managed systems from a
command line shell, rather than a graphical user interface (GUI). Use the IPMI Shell to
perform the following tasks:
– System power management
– System identification
– Access to the event log
– System identifier control
• Serial-Over-LAN Proxy (SOL Proxy)
The SOL Proxy is a telnet daemon that allows LAN-based administration of remote systems
using the Serial Over LAN (SOL) and IPMI 1.5 protocols. Any standard telnet client
application, such as HyperTerminal on Microsoft
®
Windows
®
or telnet on Red Hat
®
Enterprise Linux, can be used to access the daemon's features. The SOL protocol coupled
with the remote system's BIOS console redirection allows administrators to remotely view and
change a managed system’s BIOS settings over a LAN. The Red Hat Enterprise Linux serial
console and Microsoft's EMS/SAC interfaces can also be accessed over a LAN using SOL.
NOTICE: All versions of the Microsoft Windows operating system include Hilgraeve's HyperTerminal
terminal emulation software. However, the included version does not provide many functions required
during console redirection. Instead, you can use any terminal emulation software that supports VT100 or
ANSI emulation mode. One example of a full VT100 or ANSI terminal emulator that supports console
redirection on your system is Hilgraeve's HyperTerminal Private Edition 6.1 or later.
NOTE: See your system User’s Guide for more information about console redirection, including
hardware and software requirements and instructions for configuring host and client systems to use
console redirection.
NOTE: HyperTerminal and telnet settings must be consistent with the settings on the managed system.
For example, the baud rates and terminal modes should match.

26 Using the BMC Management Utility
www.dell.com | support.dell.com
Installing the BMC Management Utility
The BMC Management Utility is installed on a management station system in order to remotely
connect to the managed system’s BMC. See Figure 3-1.
Installation Prerequisites
Before using the BMC Management Utility, you must perform at least the basic BIOS and BMC
configuration tasks described in "Configuring Your Managed System."
In addition, to access the BMC using the IPMI serial feature, you must have a working connection
between the management station and the correct serial I/O port of the managed system’s BMC
using a null modem cable.
Figure 3-1. Installing on a Management Station
Supported Operating Systems
The management station must be running one of the following supported operating systems:
• Red Hat Enterprise Linux AS (version 2.1)
• Red Hat Enterprise Linux AS, ES, WS (version 3)
• Microsoft Windows 2000
• Microsoft Windows XP
• Microsoft Windows Server 2003 Web, Standard, and Enterprise Editions
Also ensure that the following conditions are met:
• No version of IT Assistant may be installed on your system.
• SQL server is up and running.

Using the BMC Management Utility 27
Installation Procedures
The following installation procedures provide step-by-step instructions for installing and
uninstalling the BMC Management Utility for each supported operating system:
• Installing/Uninstalling on Systems Running Supported Windows Operating Systems
• Installing/Uninstalling on Systems Running Supported Red Hat Linux Operating Systems
Installing on Systems Running Supported Windows Operating Systems
To install the BMC Management Utility on a management station running the Windows operating
system, perform the following steps:
1
Log on with administrator privileges to the system where you want to install the system
management software components.
2
Exit any open application programs and disable any virus-scanning software.
3
Insert the
Systems Management Consoles
CD into your system's CD drive.
If the CD does not automatically start the setup program, click the
Start
button, click
Run
,
and then type
x
:\windows\setup.exe
(where
x
is the drive letter of your CD drive).
The
Dell OpenManage Management Station Installation Version 4.3
screen appears.
4
Click
Install, Modify, Repair or Remove Management Station
.
The
Welcome to Install Wizard for Dell OpenManage Management Station
screen appears.
5
Click
Next
.
A software license agreement appears.
6
Select
I accept the terms in the license agreement
,
if you agree.
The
Setup Type
screen appears.
7
Select
Custom Setup
and click
Next
.
The
Custom Setup
screen appears.
8
From the drop-down, which appears on the left side of BMC Console, select
This feature, and
all subfeatures will be installed on the local hard drive
.
To accept the default directory path, click
Next
. Otherwise, click
Browse
and navigate to the
directory where you want to install your software, and then click
Next
.
The
Ready to Install the Program
screen appears.
9
Ensure that all information is correct and click
Install
.
The
Installing Dell OpenManage Management Station
screen appears and displays the
status of the installation.
10
When installation is complete, the
Install Wizard Completed
screen appears. Click
Finish
.

28 Using the BMC Management Utility
www.dell.com | support.dell.com
See the
Dell OpenManage™ Version 2.0 User's Guide
for additional information about installing
the BMC Management Utility on a management station.
By default, the installation program copies the files to the following directory:
C:\Program Files\ Dell\SysMgt\bmc
.
The SOL Proxy service does not auto-start after installation. To start the SOL Proxy service after
installation, you can either reboot the system (SOL Proxy automatically starts on a reboot), or
manually start the service by going to the
bmc
directory and entering the following command:
solproxy start
Uninstalling on Systems Running Supported Windows Operating Systems
To uninstall the BMC Management Utility, use the Add/Remove Programs utility in the Control
Panel.
Installing on Systems Running Supported Red Hat Linux Enterprise Operating Systems
To install the BMC Management Utility on a management station running the Red Hat Linux
Enterprise operating system, perform the following steps:
1
Log on as root to the system where you want to install the management station components.
2
If necessary, mount the
Systems Management Consoles
CD using the command:
mount /mnt/cdrom
3
Install the BMC Management Utility with the following command:
rpm -ivh /linux/bmc/osabmcutil*.rpm
By default, the installation program copies the files to the following locations:
/etc/init.d/solproxy
/etc/solproxy.cfg
/usr/sbin/solproxyd
/usr/bin/solconfig
/usr/bin/ipmish
The SOL Proxy will start automatically during system startup. Alternatively, you can go to directory
/etc/init.d
and use the following commands to manage the SOL Proxy service:
solproxy status
solproxy start
solproxy stop
solproxy restart

Using the BMC Management Utility 29
Uninstalling on Systems Running Supported Red Hat Linux Enterprise Operating Systems
To uninstall the BMC Management Utility, perform the following steps:
1
Log in as
root
.
2
Enter the following command to remove all the installed packages.
rpm -e osabmcutil
If the BMC Management Utility has been uninstalled, you will receive a success message.
IPMI Shell
IPMI Shell is a CLI console application and has no graphical user interface. Its commands and
options are specified using command line arguments only.
IPMI Shell supports out-of-band (OOB) access (over a LAN or through the serial port) to a single
system at a time, however, multiple IPMI Shell sessions can run simultaneously on the same
managed system. See Figure 3-2.
IPMI Shell allows a user with user-level BMC user privileges to:
• Display the current power status.
• Display the 16-byte system GUID of the managed system.
• Display information from the system’s field replaceable unit (FRU).
• Display the BMC firmware information.
• Display summary information about the event log.
• Display the logged events.
In addition to the operations that can be performed by a user with user-level BMC user privileges,
IPMI Shell allows a user with operator-level and administrator-level BMC user privileges to:
• Power on, reset, or cycle a managed system.
• Simulate a hard power off on a managed system (forcing the system to turn off without
shutting down the operating system).
• Delete the system event log (SEL).
• Turn on/off the blinking system identification LED.
To facilitate command scripting, upon successful execution, IPMI Shell terminates with an exit
code of zero, and will output the execution results in a parsable format. If an error is encountered,
the program exits with a non-zero error code and outputs the error in a parsable format. See "BMC
Management Utility Error Codes" for a complete list of possible BMC Management Utility error
codes.

30 Using the BMC Management Utility
www.dell.com | support.dell.com
Figure 3-2. IPMI Shell Diagram
Using IPMI Shell
To use IPMI Shell, perform the following steps:
On systems running a supported Microsoft Windows operating system:
1
Start a
Command Prompt
window.
2
Go to the directory where the file
ipmish.exe
is located. By default,
ipmish.exe
is located at
the directory:
C:\Program Files\ Dell\SysMgt\bmc.
3
Enter IPMI Shell commands (see "IPMI Shell Command Syntax") to manage the remote
system. Go to "IPMI Shell Commands" for a complete list of valid options, commands,
subcommands, and arguments.

Using the BMC Management Utility 31
On systems running a supported Red Hat Enterprise Linux operating system:
1
Start an operating system (OS) shell.
2
Enter IPMI Shell commands (see "IPMI Shell Command Syntax") to manage the remote
system. Go to "IPMI Shell Commands" for a complete list of valid options, commands,
subcommands, and arguments.
IPMI Shell Command Syntax
The general syntax of IPMI Shell CLI commands is as follows:
ipmish [
global-option
] …
command
[
; command
] …
The general usage for a command is the following:
command
[
subcommand
] [
command option and argument
] …
Both global options and command-specific options are always in the following form:
-
option argument
For example:
-help
-max 20
-u John
Arguments with embedded tabs or spaces must be enclosed in matching double quotation marks
("). For example:
-user "John Smith"
Every command has one default action. The default action is typically, but not always, the
equivalent of reading and displaying the current setting or status for the command.
IPMI Shell Global Options
IPMI Shell has the following global options:
IPMI Session Option -ip
Synopsis
ipmish -ip
bmc_ip_address
|
bmc_hostname
-u
username
-p
password
Description
This option is used to establish a connection to a remote managed system using the LAN channel.
The IP port specified in installation (default value is 623) is used unless another port has been
configured.

32 Using the BMC Management Utility
www.dell.com | support.dell.com
Options
NOTE: The following options cannot be used independently. One or more IPMISH commands must
follow the option.
-ip
bmc_ip_address
|
bmc_hostname
Specifies the IP address or hostname of the remote managed system.
-u
username
Specifies the BMC username.
-p
password
Specifies the BMC user password.
IPMI Session Option -com
Synopsis
ipmish -com
serial_port
-baud
baud_rate
-flow
flow_control
-u
username
-p
password
Description
This option establishes a connection to a remote managed system using the serial channel.
Options
NOTE: The following options cannot be used independently. One or more IPMISH commands must
follow the option.
-com
serial_port
Specifies the serial port used when establishing an IPMI session to the managed system.
For a system
running Windows, the management station port can be 1, 2, 3, and so on. For systems running Red
Hat Enterprise Linux, the management station port can be ttyS0, ttyS1, ttyS2, and so on.
-baud
baud_rate
Specifies the communication baud rate over the serial channel, such as 9600 or 19200. The baud
rate for the serial channel should match the baud rate set in the managed system.
-flow
flow_control
Specifies the data flow control method. There are two flow control options: CTS (hardware flow
control) and NONE (no flow control).
-u
username
Specifies the BMC username.
-p
password
Specifies the BMC user password.

Using the BMC Management Utility 33
IPMI Help Option -help
Synopsis
ipmish -help [
command
]
Description
This option displays the following information:
• A summary page for all commands
• A summary of all subcommands for a single command
• A detailed description of a command-subcommand combination
Options
-help
command
A command list and a capsule description of options are printed if no argument is given. When
there is an argument specifying a valid command, the
help
option displays a detailed description of
the command. See Figure 3-3 and Figure 3-4.

34 Using the BMC Management Utility
www.dell.com | support.dell.com
Figure 3-3. IPMI Help Option Example 1

Using the BMC Management Utility 35
Figure 3-4. IPMI Help Option Example 2
IPMI Shell Commands
Table 3-1 lists IPMI Shell commands with a brief description.
identify
Synopsis
identify [on [-t
seconds
] | off]
Description
This command controls the identification LED on the front panel. See Figure 3-5.
Table 3-1. IPMI Shell Commands
Command Description
identify Controls the identification LED on the front panel.
sysinfo Retrieves and displays managed system information.
power Controls the power state of the managed system.
sel Displays or deletes information from the SEL.

36 Using the BMC Management Utility
www.dell.com | support.dell.com
Subcommands
on
off
Turns the managed system’s front panel LED on or off. If the BMC supports the IPMI extension
Chassis Identify On
command, then the
identify on
command turns the LED on indefinitely until
the
identify off
command is used to turn the LED off.
Options
-t
seconds
Specifies how long the LED is on. It should be no longer than 255 seconds.
Default Subcommand
If a subcommand is not specified, this command acts the same as the
identify on
command.
Figure 3-5. identify Option Example
sysinfo
Synopsis
sysinfo [fru | id]
Description
This command retrieves and displays the system information, including field replaceable unit
(FRU) and BMC information for the managed system. See Figure 3-6.
Subcommands
fru
— Returns FRU related information
id
— Returns BMC related information

Using the BMC Management Utility 37
Default Subcommand
If a subcommand is not specified, this command acts the same as
sysinfo id
. See Figure 3-6.
Figure 3-6. sysinfo Option Example
power
Synopsis
power status
power off [-force] | on | cycle | reset
Description
This command displays the current power status of the managed system, turns the system on or
off, or resets the system. See Figure 3-7.

38 Using the BMC Management Utility
www.dell.com | support.dell.com
Subcommands
status
— Displays the current power status of the system, the returned value is “on” or “off”.
on
— Turns on the managed system.
off
— Issues a “graceful shutdown” IPMI command.
NOTE: The off subcommand does not function while the operating system is booting on the managed
system or if the operating system is locked up. Additionally, this suboption does not function if you are not
currently logged in the managed system.
cycle
— Turns off the system, pauses, then turns the system back on.
reset
— Pulses the system reset signal, regardless of the power state.
Options
-force
This option simulates pressing the power button, forcing the system to turn off without shutting
down the operating system.
Default Subcommand
If a subcommand is not specified, this command acts the same as
power status
. See Figure 3-7.
Figure 3-7. power Option Example

Using the BMC Management Utility 39
sel
Synopsis
sel status
sel get [ [-begin
index1
] [-end
index2
| -max
count
] ] | [-last
n
]
sel clear
Description
This command displays event log information, displays the contents of the event log, and deletes
all the event log records. See Figure 3-8.
Subcommands
status
— Displays the total number of system event log records.
get
— Prints all or part of the event log.
clear
— Deletes all the records in the event log.
Options
-begin
index1
Specifies the first record to display.
-end
index2
Specifies the last record to display.
-max
count
Specifies the maximum number of records to display.
If the value of the argument
count
is bigger than the total number of the records, the last record
displayed will be the last one in the event log.
-last
n
Specifies the number of records to be displayed, starting from the last record and counting
backwards.
Default Subcommand
If a subcommand is not specified, this command acts the same as
sel status
.
Display Format
System event log records are displayed using a tabular format. The column headers are:
Ordinal
Number
,
Date
,
Time
,
Sensor Number
,
Sensor Type
, and
Brief Description
. See Figure 3-8.

40 Using the BMC Management Utility
www.dell.com | support.dell.com
Figure 3-8. sel Option Example
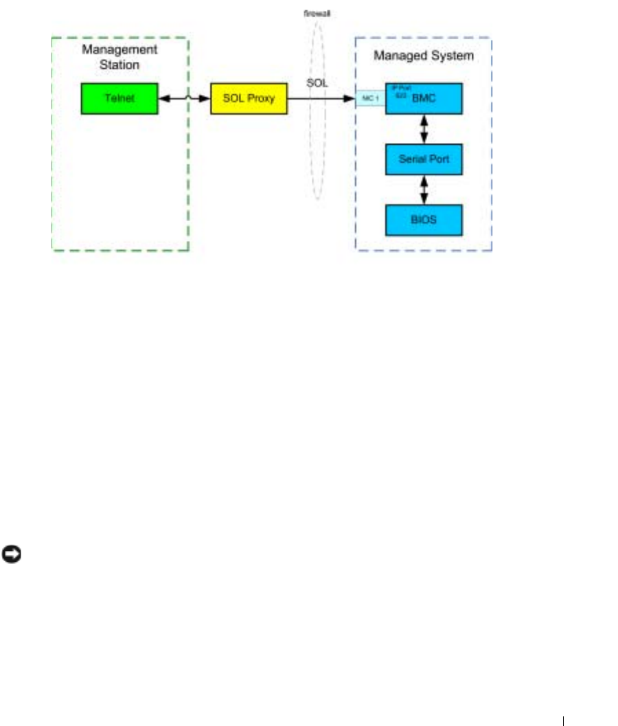
SOL Proxy
SOL Proxy is a simple telnet server. It allows a telnet client to interact with the hardware-
designated serial port of a remote managed system using the LAN communication channel. See
Figure 3-9. With SOL Proxy, administrators can view and change the BIOS settings over a shared
LAN. In addition, you can also access your managed system’s BMC using SOL Proxy using the Red
Hat Enterprise Linux serial console and Microsoft’s EMS/SAC interfaces. SOL Proxy does not
support in-band or serial connection to the managed system’s BMC.
When BIOS console redirection to serial port is enabled on the remote managed system, any
application that uses the BIOS to read from or write to the system console will have its I/O
redirected to the designated serial I/O port. When SOL is activated, the BMC firmware reads any
data written to the serial port and transmits it to the SOL Proxy as LAN packets. SOL Proxy then
forwards the data to the telnet client as TCP/IP packets.
Conversely, any keyboard activity at the telnet client is sent to the BMC by SOL Proxy. BMC then
writes the packets to the system serial I/O port.
NOTE: See your system User’s Guide for more information about console redirection, including
hardware and software requirements and instructions for configuring host and client systems to use
console redirection.

Using the BMC Management Utility 41
Figure 3-9. SOL Proxy Diagram
The SOL Proxy communication scheme enables you to view and configure the BIOS settings of a
managed system, as well as to reset the managed system remotely using a telnet client. SOL Proxy
is installed as a daemon service and automatically starts each time the system boots. SOL Proxy can
accommodate only one telnet session at a time.
You can use a variety of telnet clients to access SOL Proxy features. For example:
• In a Windows environment, you can use a Command Prompt window as your console.
However, function keys such as <F1> and <F2> will not operate correctly with this client
except on systems running Windows Server 2003.
• In a Windows environment, you can also use any telnet application that supports VT100 or
ANSI emulation mode (such as HyperTerminal) as your console. HyperTerminal key
mappings are based on the supported terminal emulation modes and do not support some
useful terminal types. For example, HyperTerminal does not support the “Linux” terminal
mode (a modified VT100 terminal). If you use HyperTerminal to connect to a Red Hat
Enterprise Linux console (redirected by SOL) the function and arrow keys may not work,
based on the “tty” settings of the remote application.
NOTICE: All versions of the Microsoft Windows operating system include Hilgraeve's HyperTerminal
terminal emulation software. However, the included version does not provide many functions required
during console redirection. Instead, you can use any terminal emulation software that supports VT100 or
ANSI emulation mode. One example of a full VT100 or ANSI terminal emulator that supports console
redirection on your system is Hilgraeve's HyperTerminal Private Edition 6.1 or later.

42 Using the BMC Management Utility
www.dell.com | support.dell.com
NOTE: When using HyperTerminal, you must deselect the Wrap lines that exceed terminal width
check box to avoid console redirected data that may appear to be corrupted or garbled. To deselect
this feature, click File
→
Properties
→
Settings
→
ASCII Setup…
→
Wrap lines that exceed terminal
width.
NOTE: See your system User’s Guide for more information about console redirection, including
hardware and software requirements and instructions for configuring host and client systems to
use console redirection.
• In a Red Hat Enterprise Linux environment, you can use a shell such as
csh
or
ksh
as your
console, or you can use any telnet application supporting VT100 or ANSI emulation mode.
NOTE: HyperTerminal and telnet settings must be consistent with the settings on the managed system.
For example, the baud rates and terminal modes should match.
You can also send the terminal break function while in console redirection. The use of this
functionality requires that the specific terminal program in use has the ability to send the break
function. For example, Red Hat Enterprise Linux telnet modules have the capability of sending the
break signal by typing:
Ctrl+]send brk<Enter>
The Red Hat Enterprise Linux SysRq function is one example of an advanced debugging feature
that is enabled by use of the break function. Refer to the Red Hat Enterprise Linux documentation
to see how to use this feature.
Using SOL Proxy
Depending on the console you use, there are different steps for accessing SOL Proxy. Throughout
this section, the management station where the SOL Proxy is running is referred to as the SOL
Proxy Server.
Using the Windows Command Prompt
To connect and use SOL Proxy:
1
Open a Command Prompt window on your management station.
2
Enter the
telnet
command in the command-line and provide the IP address of the SOL Proxy
server and the port number that you specified in the SOL Proxy installation (the default value
is 623). Such as:
telnet 192.168.1.24 623
NOTE: The IP address and port number you provide should conform to the ones defined in the SOL
Proxy configuration file. For more details, see “Configuring SOL Proxy with the SOL Proxy
Configuration File.”
3
If you are prompted for a username, provide the operating system login credentials of the
SOL Proxy Server.

Using the BMC Management Utility 43
4
Provide a password when prompted. SOL Proxy will use this combination of operating system
username and password to authenticate you on SOL Proxy Server. The specific authentication
scheme will depend on the operating system configuration for the SOL Proxy Server.
However, if
localhost
or an IP address of 127.0.0.1 is used, it is assumed that the user has login
privileges to the current host, and is not prompted for a username and password.
5
After authentication is performed, you will see a login successful message and the SOL Proxy
main menu prompt. You are ready to use SOL Proxy. See "SOL Proxy Main Menu" for further
instructions.
Using Windows HyperTerminal Console
To connect and use SOL Proxy:
1
Open a HyperTerminal session on your management station.
2
Create a new TCP/IP connection, providing the IP address of SOL Proxy Server and the port
number you specified in SOL Proxy installation (the default value is 623). The Emulation
mode is VT100 and ANSI.
NOTE: The IP address and port number you provide should conform to the ones defined in the SOL
Proxy configuration file. For more details, see “Configuring SOL Proxy with the SOL Proxy
Configuration File.”
3
Click the
Connect
button in the toolbar to try the newly defined connection.
4
If you are prompted for a username, provide the operating system login credentials for SOL
Proxy Server.
5
Provide a password when prompted. SOL Proxy uses this combination of operating system
username and password to authenticate you on SOL Proxy Server. The specific authentication
scheme depends on the operating system configuration for the SOL Proxy Server. However, if
localhost
or an IP address of 127.0.0.1 is used, it is assumed that the user has login privileges
to the current host, and is not prompted for a username and password.
6
After authentication is performed, you will see a login successful message and the SOL Proxy
main menu prompt. You are ready to use SOL Proxy. See "SOL Proxy Main Menu" for further
instructions.
Using a Red Hat Enterprise Linux Shell
To connect and use SOL Proxy:
1
Open a Red Hat Enterprise Linux shell on your management station.
2
Enter the
telnet
command and provide the IP address of the SOL Proxy Server and the port
number you specified in SOL Proxy installation. For example:
telnet 192.168.1.24 623
NOTE: The IP address and port number you provide should conform to the ones defined in the SOL
Proxy configuration file. For more details, see “Configuring SOL Proxy with the SOL Proxy
Configuration File.”

44 Using the BMC Management Utility
www.dell.com | support.dell.com
3
If you are prompted for a username, provide the operating system login credentials of SOL
Proxy Server.
4
Provide a password when prompted. SOL Proxy will use this combination of operating system
username and password to authenticate you on SOL Proxy Server. The specific authentication
scheme will depend on the operating system configuration for the SOL Proxy Server.
However, if
localhost
or an IP address of 127.0.0.1 is used, it is assumed that the user has login
privileges to the current host, and is not prompted for a username and password.
5
After authentication is performed, you will see a login successful message and the SOL Proxy
main menu prompt. You are ready to use SOL Proxy. See "SOL Proxy Main Menu" for further
instructions.
SOL Proxy Main Menu
After the telnet connection with SOL Proxy is successfully established, you are presented with the
following menu of choices. See Figure 3-10.
Figure 3-10. SOL Proxy Main Menu Example

Using the BMC Management Utility 45
The SOL Proxy main menu allows you to change the SOL settings of a remote managed system’s
BMC, reboot the remote BMC, or activate console redirection.
When you select menu option 1,
Connect to the Remote Server’s BMC
, you are prompted for the
BMC IP address and BMC login. After you enter the required information and make a successful
connection, the internal state SLP is changed to “connected.” If you select menu options 2, 3, or 4,
and the application state is not “connected,” you are prompted to connect to a BMC.
Menu option 2 allows you to enable, disable, and configure the SOL defaults, including the
minimum user privilege level required for activating SOL and the communication baud-rate.
Menu options 3 and 4 allow you to establish a SOL remote console session through the SOL Proxy
main menu. Menu option 3 establishes a SOL session without changing the remote system’s state.
This option is ideal for connecting to the Microsoft SAC/EMS or the Red Hat Enterprise Linux
console. Menu option 4 reboots the remote managed system and establishes a SOL session. This
option is best suited for performing BIOS setup and system configuration tasks.
To exit an active SOL session, use the <~><.> character sequence. This sequence terminates
SOL and returns you to the top-level menu.
Connecting to the Remote Managed System’s BMC
NOTE: While multiple SOL sessions can be active at the same time, only one console redirection session
can be active at any given time for a managed system.
1
Select option
1
in the main menu.
2
Enter the BMC IP address of the remote managed system.
3
Provide the BMC username and password for the BMC on the managed system. The BMC
username and password must be assigned and stored in the BMC non-volatile storage. See
"Configuring Your Managed System" for more information about configuring BMC users.
Only one SOL session with one BMC is permitted at one time.
The connection status displays on the main menu. See Figure 3-11.

46 Using the BMC Management Utility
www.dell.com | support.dell.com
Figure 3-11. Connecting to the Remote System’s BMC
Configuring the SOL for the Remote Managed System
Select option
2
in the main menu.
NOTE: You must be connected to the managed system’s BMC before you can configure the SOL
features. If SOL Proxy is not yet connected to the managed system’s BMC, you are prompted for an IP
address and a username/password combination. See "Connecting to the Remote Managed System’s
BMC" for more information.
The SOL configuration menu appears. According to the current SOL status, the content of the
SOL configuration menu varies:
• If SOL is already enabled, the current settings are displayed and you are presented with three
choices. See Figure 3-12.

48 Using the BMC Management Utility
www.dell.com | support.dell.com
Figure 3-13. Configuring the Serial-Over-LAN for the Remote System, Example 2
• If SOL is enabled, two BMC settings are displayed:
– The communication baud-rate between the system serial port and the BMC
– The minimum BMC user privilege level required for activating console redirection
SOL Proxy displays a list of valid values for each feature, as well as the current value of the
feature enclosed in a pair of brackets. Select the number before a value to set it as the new
setting, and press <Enter> to confirm your changes. The new BMC settings are then
displayed. See Figure 3-14.

Using the BMC Management Utility 49
Figure 3-14. Configuring the Serial-Over-LAN for the Remote System, Example 3
Activating Console Redirection
Select option
3
in the main menu.
NOTE: You must be connected to the managed system’s BMC before you can configure the SOL
features. If SOL Proxy is not yet connected to the managed system’s BMC, you are prompted for an IP
address and a username/password combination. See "Connecting to the Remote Managed System’s
BMC" for more information.
The remote managed system’s text console is redirected to your management station. See
Figure 3-15.
NOTE: BIOS Console Redirection must be enabled on the managed system and correctly configured
before SOL can be successfully activated. See "Configuring Your Managed System" for more information.

50 Using the BMC Management Utility
www.dell.com | support.dell.com
Figure 3-15. Console Redirection Example
Rebooting the Managed System and Activating Console Redirection
Select option
4
in the main menu.
NOTE: You must be connected to the managed system’s BMC before you can configure the SOL
features. If SOL Proxy is not yet connected to the managed system’s BMC, you are prompted for an IP
address and a username/password combination. See "Connecting to the Remote Managed System’s
BMC" for more information.
The power state of the remote managed system is confirmed. If power is on, you are asked to decide
between a graceful or forceful shutdown.
Next, the power state is monitored until the status changes to off. Console redirection begins, and
the remote managed system text console is redirected to your management station. Use the escape
character sequence <~><.> to terminate console redirection and return to the top-level menu.
While the managed system reboots, you can enter the BIOS system setup program to view or
configure BIOS settings. See Figure 3-16.
NOTE: Before activating the console redirection, you must first enable the console redirection features.
See "Configuring Your Managed System" for more information.

52 Using the BMC Management Utility
www.dell.com | support.dell.com
Figure 3-17. Sample Help Screen
Exit
Select option
6
to end your telnet session and disconnect from SOL Proxy.
Configuring SOL Proxy with the SOL Proxy Configuration File
SOL Proxy must be correctly configured and running before you can establish a telnet connection.
There are certain SOL parameters that the user can set by modifying the
solproxy.cfg
file. The
parameters and their descriptions are as follows:
Comments
Any line starting with a “#” is treated as a comment. For example:
#The file is an example.
IP address
ip
— Specifies the specific IP address used to connect to SOL Proxy. This item defines what kind of
connection can be accepted to establish a SOL Proxy telnet session. There are three possible values:

Using the BMC Management Utility 53
•
INADDR_ANY
— SOL Proxy accepts the telnet request to any system.
•
127.0.0.1
— SOL Proxy accepts the telnet request to the localhost.
•
IP address
— SOL Proxy accepts the telnet request to the specified IP address.
For example:
ip=INADDR_ANY
Port binding
port
— Specifies the port at which the SOL Proxy listens for incoming connections. By default, the
port is set to 623 and can be modified by the user.
This item defines the port when you telnet SOL Proxy. If this item is absent, 623 is set as the
default port. For example:
port=623
Session Timeout
session_timeout
— Specifies the time in minutes before the SOL Proxy session times out.
If there is no keyboard activity for the specified timeout period, the telnet session and the SOL
session will be closed. The timeout value is specified in minutes and can be changed during SOL
Proxy installation. For example:
session_timeout=30
Power-off Timeout
power_off_timeout
— Specifies the time in seconds before the SOL Proxy gives up polling for the
managed system's power status. If the SOL Proxy issues the power off command and the system
does not power off within the specified interval, the SOL Proxy returns with a message, indicating
that the SOL Proxy was unable to power off the system due to the timeout interval.
NOTE: When Reboot and Activate Console Redirection is selected and power for the remote managed
system is on, a power off IPMI command is issued. The power status is then continually monitored until
the power status reports “off.” If power status remains “on” longer than this timeout period, Reboot and
Activate Console Redirection reports an error and returns to the top-level menu. This timeout value is
specified in seconds and can be changed during SOL Proxy installation.
For example:
power_off_timeout=60

54 Using the BMC Management Utility
www.dell.com | support.dell.com
Retry Interval
retry_interval
— Specifies the period of time in seconds that the BMC waits before it tries to
resend a packet. The
retry_interval
unit is half a second. Therefore, a value of 2 means that the
software waits one second for the BMC to respond before it tries to resend the packet, a value of 4
means that it waits two seconds, and so on. For example:
retry_interval=2
Retry Count
retry_count
— Specifies the maximum number of times that the software tries to resend a packet if
it does not receive a response from the BMC. Before each retry, the software waits for the interval
specified by the
retry_interva
l parameter. For example:
retry_count=10

Known Issues and Frequently Asked Questions 55
Known Issues and Frequently Asked
Questions
This section discusses known issues with using the BMC Management Utility, along with
frequently asked questions.
Known Issues
General Issues
• You must assign a valid BMC user name and password before you can connect to your
system's BMC using the BMC Management Utility. Even though your system's BMC
firmware does not allow null user names or null passwords to be set, the BMC Management
Utility does not limit this functionality. If you do not explicitly provide a valid BMC user
name and password when using the BMC Management Utility to log in to your system's
BMC, the BMC firmware will use a null user name and null password as defaults, resulting in
a "Login Not Authorized" error.
SOL Proxy Issues
• SOL Proxy on IP port 623 allows connections from a Web browser. However, if you connect
from a Web browser, SOL Proxy displays only jumbled and unusable data. You must close the
Web session and connect through a telnet connection to run the application.
• Only one telnet session at a time can be connected to the SOL Proxy service.
• Microsoft
®
SAC does not implement hardware control flow. Therefore, when console
redirection is enabled with EMS SAC, you will see corrupted data. Because SAC does not
implement hardware flow control, you are not able to effectively use SOL Proxy to activate
console redirection to EMS SAC.
IPMI Shell Issues
• After IPMI Shell is installed, if you open a command prompt and type "ipmish" without being
in the "
C:\Program Files\Dell\SysMgt\bmc
" directory you will get an error saying that the
command could not be found. This is because by default, the IPMISH directory is not added
to the system path. You must either manually add the system path to the command line, or go
to the specified directory before running the IPMISH application.

56 Known Issues and Frequently Asked Questions
www.dell.com | support.dell.com
Frequently Asked Questions
Q: Do IPMI Shell commands correspond one-to-one to IPMI commands?
A: IPMI Shell provides only the most useful IPMI commands. It includes a definitive set of
commands that can accomplish the most common management tasks. Therefore, IPMI Shell
commands may not correspond one-to-one to IPMI commands.
Q: Can I manage a system by accessing multiple IPMI instances simultaneously?
A: Yes, you can manage a system by accessing multiple IPMI instances at the same time as long as
your system’s BMC supports more than one concurrent connection.
Q: Can I manage a system by accessing multiple SOL Proxy connections simultaneously?
A: No, a system can have only one SOL Proxy connection at any time. This connection is
established when you choose either option
3
or
4
in the main menu. However, if you select option
1
to connect to the remote system, only an IPMI connection is established. In this case, multiple
clients can simultaneously use option
1
in the SOL proxy main menu to connect to the same
system. (See the previous question.)
Q: How do I unlock an SOL session occupied by another user?
A: Your system’s BMC only supports one SOL session at a time. You must wait for the current
user’s session to time out before you can access a new SOL proxy session. See "Session Timeout"
for more information about configuring the session timeout parameters.
Q: Why can’t I enter the BIOS setup interface during the process of remote system rebooting?
A: When you select item
4
,
Reboot and activate console redirection
, in the
SOL Proxy
main
menu, the managed system is rebooted first. Press <F2> to enter the BIOS setup interface, if the
telnet client you are using supports VT100 or ANSI.
Q: Why can’t I connect to a console using the terminal emulation software included with my
Microsoft Windows operating system?
A: The version of HyperTerminal included with Windows does not provide many functions
required during console redirection. Either upgrade to HyperTerminal Private Edition 6.1 or later,
or select any other terminal emulation software that supports VT100 or ANSI emulation mode.

Known Issues and Frequently Asked Questions 57
Q: I performed a
Reboot and Activate Console Redirection
command using SOL Proxy, but the
option to press <F2> to enter the BIOS setup never appeared.
A: When the network switch has spanning-tree enabled, it takes about 30-40 seconds for the
spanning-tree check to make sure there are no loops in the network. During this time, packet
forwarding by the switch is blocked. Therefore, the software cannot communicate with the BMC
until the spanning tree check is complete.
Disable spanning-tree on the network switch and try performing a
Reboot and Activate Console
Redirection
command using SOL Proxy again. You should now be able to enter BIOS setup by
pressing <F2>.
Q: Why do some key and key combinations such as <F10> and <Ctrl><Alt><Del> not work
during console redirection?
A: Console redirection uses ANSI or VT 100/220 terminal emulation, which is limited to basic
ASCII characters. Function keys, arrow keys, and control keys are not available in the ASCII
character set, and most utilities require function keys and control keys for ordinary operations. See
your system
User’sGuide
for instructions about how to emulate certain function keys and control
keys by using special key sequences, called escape sequences, to represent the specific,
nonfunctioning keys.
Q: Can you use terminal mode simultaneously with BIOS console redirection?
A: Yes. BMC terminal mode can function simultaneously with BIOS console redirection. You can
"escape" between the BMC’s terminal mode and the BIOS console redirection using the following
Escape sequences:
Press <Esc><q> to switch the system serial port to the BIOS console redirection text stream.
Press <Esc><(> to switch the system serial port to the BMC terminal mode text stream.
NOTE: Because you are switching back and forth between two independently active text streams, data
may be lost.
See your system
User’s Guide
for more information about configuring and using BIOS console
redirection and see "Terminal Mode Commands" for more information about using Terminal Mode
commands.

58 Known Issues and Frequently Asked Questions
www.dell.com | support.dell.com

BMC Management Utility Error Codes 59
BMC Management Utility Error Codes
This appendix provides a list of error messages for the BMC Management Utility. In case of a
functional failure, an error message will be printed to
stderr
. The text of the error message is listed
in the
Message
column in Table A-1.
Errors will always be printed in a parsable format such as:
Error (<hex-code>):<message>!
The following is an example:
Error(0xC1):Invalid Command!
Table A-1. BMC Management Utility Error Codes
Code Classification Message Description IPMI Error
A1h Connection
errors.
Connection timeout. BMC not responding.
Invalid authentication type. Authentication type
error.
A2h Communication
errors.
Communication error. Network stack or serial
communication error.
Data error. Data packet format error. 0xC6,
0xC7,
0xC8,
0xCA
Not connected. Not connected to a
remote server yet.
A3h Authorization
errors.
Insufficient privilege for
command.
Insufficient privilege
level to execute
command.
0xD4
Login not authorized. Invalid BMC
username/password.
0x86
A5h
BDh
Initialization
errors.
Authentication failure. Request for a session
from the local or remote
proxy was rejected.

60 BMC Management Utility Error Codes
www.dell.com | support.dell.com
Access denied. Trying to access the proxy
from a forbidden IP
address.
Unknown language. Unknown language code.
Invalid IP address. IP resolving error.
Session buffer limit
exceeded.
Length exceeds the limit
of telnet input.
A6h
A8h
Syntax errors. Command syntax error. Unable to parse
command.
Unrecognized command. Unrecognized command.
Conflicting option. Conflicting option (-last
and -max).
Invalid parameter. Invalid parameter.
A7h Parameter value
errors.
Parameter out of range. Parameter out of range. 0xC9
Parameter out of range
(1-255).
The value is out of range
(1-255).
Parameter out of
range(1-65535)
The value is out of range
(1-65535).
Invalid data field. Invalid data field. 0xCC
Invalid index value. Index cannot be zero or a
negative number.
First index larger than the
last.
The first index is larger
than the last.
First index larger than total
SEL records.
The first index is larger
than the total SEL
records.
A8h H/W or F/W
errors.
Unsupported command. Unsupported operation. 0xC1
Sensor not present. Request sensor, data, or
record not present.
0xCB
Sensor command error. Command illegal for
specified sensor or record
type.
0xCD
Table A-1. BMC Management Utility Error Codes (continued)
Code Classification Message Description IPMI Error

BMC Management Utility Error Codes 61
Firmware error. Command response
could not be provided.
0xCE
Destination error. Cannot deliver request to
destination.
0xD3
Device error. Device specific (OEM)
errors.
0x01–0x7E
A9h Processing errors
(transient errors
that may
disappear upon
retry of
command).
BMC busy. BMC out of processing
resources.
0xC0
Destination timeout error. BMC timeout while
processing command
0xC3
BMC out of storage space. BMC out of storage space
required to process
command.
0xC4
Invalid reservation ID. Invalid reservation ID. 0xC5
Duplicate command. Cannot execute
duplicated request.
0xCF
SDR busy. Sensor Data Record
Repository in update
mode.
0xD0
Device busy. Device in firmware
update mode.
0xD1
BMC unavailable. BMC initialization in
progress.
0xD2
Bad BMC state. Request not supported in
present BMC state.
0xD5
BMC out of sessions. No session slots are
available for connection
request.
0x81,
0x82,
0x83
AEh Unexpected IPMI
errors.
Invalid LUN. Invalid Logical Unit
Number (LUN) in
request.
0xC2
Unspecified error. Unspecified error. 0xFF
AFh Unknown error Unknown error. Unknown error.
Table A-1. BMC Management Utility Error Codes (continued)
Code Classification Message Description IPMI Error

62 BMC Management Utility Error Codes
www.dell.com | support.dell.com

Terminal Mode Commands 63
Terminal Mode Commands
This appendix provides information about terminal mode commands. Terminal mode allows you
to directly connect to the system's Baseboard Management Controller (BMC) using a serial port
connection and execute text-based commands. Two types of text commands are supported:
• A limited selection of text commands
• Standard binary IPMI 1.5 hex-ASCII commands
Use the Terminal Mode feature to perform the following tasks:
• Power the server on or off.
• Reset the server.
• Retrieve the server's health status.
• Configure and retrieve the server management subsystems boot options.
• Configure and retrieve the BMC's terminal mode configuration.
• Execute any platform supported binary command specified in the Intelligent Platform
Management Interface (IPMI) version 1.5 specification using the hex-ASCII format.
NOTE: Many of the Terminal Mode features described in this section require an extensive knowledge of
IPMI. It is strongly recommended that Terminal Mode users have an advanced understanding of IPMI
before using the commands documented in this section.
Security Information
Access to the BMC using terminal mode is governed by the proper setup of user names and
password. See "Configuring Your Managed System" for more information. A session must be
established with the BMC prior to accepting any terminal mode commands. A limited selection of
text commands and binary hex-ASCII commands that are assigned the lowest IPMI privilege level
are available prior to session establishment with the BMC.
Since the terminal mode password is sent using clear text, it is highly desirable that the terminal
mode session takes place in a secure location over a secure link by using a direct connection.

64 Terminal Mode Commands
www.dell.com | support.dell.com
Syntax
Terminal mode messages follow the general syntax below:
[<message data>]<newline sequence>
Each terminal mode message must be preceded with the left bracket "start” character and must be
ended with a right bracket “stop” character and the appropriate input new-line sequence.
No input characters are accepted until the start character has been received.
NOTE: Hex-ASCII commands can either use upper or lower-case letters for ASCII representations of
hex digits.
Command Length
Terminal mode messages are limited to a maximum length of 122 characters. This includes the
left- and right-brackets, but not control characters.
Character Support
Terminal mode messages are composed of standard printable ASCII characters. All other characters
are treated as illegal characters.
Special Character Handling — <ESC> character
The <ESC> character deletes an entire message prior to submission to the BMC for processing. If
line editing is enabled, and the <ESC> key is followed by an input newline sequence, the BMC
responds by outputting an output newline sequence. Otherwise, the BMC looks for the next start
character.
Special Character Handling — <DEL> or <BKSP> character
The <BKSP> or <DEL> key deletes the last character entered if the message has not been
submitted to the BMC yet.
Special Character Handling — Line Continuation character
Long IPMI messages can be split across multiple lines by using the line continuation
<BACKSLASH> character followed immediately by an input newline sequence. Line
continuation character usage is supported for both text and hex-ASCII commands.
Special Character Handling — Illegal characters
Any illegal characters received by the BMC clear the message in progress and the BMC looks for the
next start character.

Terminal Mode Commands 65
Hex-ASCII Command Format
Binary IPMI commands are sent and received as a series of case-insensitive hex-ASCII pairs, where
each is separated from the preceding pair by a single <space> character. Table B-1 lists the
terminal mode requests to BMC and Table B-2 lists the terminal mode responses from BMC. The
following is an example of a binary IPMI request message:
[18 00 22]<newline sequence>
Text Command Format
Text commands do not support the bridging and sequence number fields present in the hex-ASCII
commands. In addition, text commands are preceded by a prefix consisting of the string
SYS
.
Table B-3 lists the terminal mode text commands and Table B-4 lists the terminal mode
configuration.
Table B-1. Terminal Mode Request to BMC
Byte Explanation
1 [7:2] – Net Function (even)
[1:0] – Responder’s LUN
2 [7:2] – Requester’s Sequence Number
[1:0] – Bridge field
3 Command Number
4:N Data
Table B-2. Terminal Mode Response from BMC
Byte Explanation
1 [7:2] – Net Function (odd)
[1:0] – Responder’s LUN
2 [7:2] – Requester’s Sequence Number
[1:0] – Bridge field
3 Command Number
4 Completion Code
5:N Data

66 Terminal Mode Commands
www.dell.com | support.dell.com
Examples
Hex-ASCII command example (IPMI Reset Watchdog Cmd):
[18 00 22]<CR>
[1C 00 22 00]<CR-LF>
Text command example:
[SYS TMODE]<CR>
[OK TMODE]<CR-LF>
Table B-3. Terminal Mode Text Commands
Command Switches Description
SYS PWD -U USERNAME
<password>
-U activates a terminal mode session. USERNAME corresponds to
the ASCII text for the username. <password> represents a
printable password (up to 16 characters). If <password> is not
provided, then a Null password (all binary 0’s) is submitted.
Passwords are case sensitive.
Either the SYS PWD command or the Activate Session IPMI
message must be successfully executed before any command or
IPMI messages are accepted.
NOTE: A modem connection may be automatically dropped if
multiple bad passwords are entered.
-N <password> -N represents a Null username and <password> represents a
printable password (up to 16 characters). If <password> is not
provided, then a Null password (all binary 0’s) is submitted.
Passwords are case sensitive.
Either the SYS PWD command or the Activate Session IPMI
message must be successfully executed before any command or
IPMI messages are accepted.
NOTE: A modem connection may be automatically dropped if
multiple bad passwords are entered.
-X -X immediately logs out any presently active session.
NOTE: Entering an invalid password with -U or -N does not allow you
to log on.
SYS TMODE Used as a no-op confirm that Terminal Mode is active. The BMC
returns an OK response followed by TMODE.

Terminal Mode Commands 67
SYS SET BOOT
XX YY ZZ AA BB
Sets the boot flags to direct a boot to the specified device following
the next IPMI command or action initiated reset or power-on.
XX…BB represent five hex-ASCII encoded bytes, which are the
boot flags parameter in the Boot Option Parameters.
Upon receiving this command, the BMC automatically sets the
valid bit in the boot options and sets all the Boot Initiator
Acknowledge data bits to 1b.
SYS SET
BOOTOPT XX
YY…NN
This is a text version of the IPMI Set System Boot Options
command. It allows any of the boot option parameters to be set,
not just the boot flags. XX YY…NN represent the hex-ASCII
encoding for the data bytes that are passed in the Set System Boot
Options request.
XX — Parameter valid.
[7] — 1b = Mark parameter invalid / locked.
0b = Mark parameter valid / unlocked.
[6:0] — Boot option parameter selector .
YY…NN — Boot Option Parameter Data.
Passing 0-bytes of parameter data allows the parameter valid bit to
be changed without affecting the present parameter setting.
Table B-3. Terminal Mode Text Commands (continued)
Command Switches Description

68 Terminal Mode Commands
www.dell.com | support.dell.com
SYS GET
BOOTOPT XX
YY ZZ
This is a text version of the IPMI Get System Boot Options
command. It allows any of the boot option parameters to be
retrieved.
XX YY ZZ represents the hex-ASCII for the data bytes that are
passed in the Get System Boot Options request.
The BMC returns the data from the command in hex-ASCII
format.
XX—Parameter selector.
[7]—Reserved.
[6:0]—Boot option parameter selector.
YY—Set Selector.
[7:0]—Selects a particular block or set of parameters under the
given parameter selector.
Write as 00h if the parameter does not use a Set Selector.
ZZ—Block Selector.
Selects a particular block within a set of parameters
Write as 00h if the parameter does not use a Block Selector.
NOTE: There are no IPMI-specified Boot Options parameters that
use the block selector. However, this field is provided for consistency
with other configuration commands and as a placeholder for future
extension of the IPMI specification.
SYS SET TCFG Returns the Terminal Mode Configuration bytes where XX and YY
represent hex-ASCII encoding for the volatile version of data bytes
1 and 2 as specified in Table B-4, and AA BB represent hex-ASCII
encoding of the non-volatile version.
V:XX <output termination sequence>
N:AA BB <output termination sequence>
-V XX YY Sets the volatile Terminal Mode Configuration. XX and YY
represent hex-ASCII encoding for data bytes 1 and 2 as specified in
Table B-4. The BMC returns the same output as for SYS SET
TCFG, above.
-N XX YY Sets the non-volatile Terminal Mode Configuration. XX and YY
represent hex-ASCII encoding for data bytes 1 and 2 as specified in
Table B-4. The BMC returns the same output as for SYS SET
TCFG, above.
SYS RESET Directs the BMC to perform an immediate system hard reset.
Table B-3. Terminal Mode Text Commands (continued)
Command Switches Description

Terminal Mode Commands 69
SYS POWER
OFF
Directs the BMC to perform an immediate system power off.
SYS POWER ON Causes the BMC to initiate an immediate system power on.
SYS HEALTH
QUERY
Causes the BMC to return a high level version of the system health
status in "terse" format. The BMC returns a string with the
following format if the command is accepted.
PWR:zzz H:xx T:xx V:xx PS:xx C:xx D:xx S:xx O:xx
Where:
PWR is system POWER state.
H is overall Health.
T is Temperature.
V is Voltage.
PS is Power Supply subsystem.
C is cooling subsystem (Fans).
D is Hard Drive / RAID Subsystem.
S is physical Security.
O is Other (OEM).
zzz is: ON, OFF (soft-off or mechanical off), SLP (sleep - used
when sleep level cannot be distinguished), S4, S3, S2, S1, ??
(unknown).
and xx is: ok, nc, cr, nr, uf, or ?? where:
ok = OK (monitored parameters within normal operating ranges).
nc = non-critical ("warning": hardware outside
normal operating range).
cr = critical ("fatal": hardware exceeding specified
ratings).
nr = non-recoverable ("potential damage": system
hardware in jeopardy or damaged).
uf = unspecified fault (fault detected, but severity unspecified).
?? = status not available/unknown (typically because system power
is OFF).
Table B-3. Terminal Mode Text Commands (continued)
Command Switches Description

70 Terminal Mode Commands
www.dell.com | support.dell.com
SYS HEALTH
QUERY
-V Causes the BMC to return a high level version of the system health
status in multi-line "verbose" format. The BMC returns a string of
the following format:
SYS Health:xx<output termination sequence>.
Power: ON, OFF (soft-off or mechanical off), SLEEP (sleep - used
when can't distinguish sleep level), S4, S3, S2, S1, Unknown.
Temperature:xx<output termination sequence>.
Voltage:xx<output termination sequence>.
PowerSystem:xx<output termination sequence>.
Cooling:xx<output termination sequence>.
Drives:xx<output termination sequence>.
Security:xx<output termination sequence>.
Other:xx<output termination sequence>.
Where xx is:
OK (monitored parameters within normal operating ranges).
Non-critical ("warning": hardware outside normal operating
range).
Critical ("fatal" :hardware exceeding specified ratings).
Non-recoverable ("potential damage": system hardware in jeopardy
or damaged).
Unspecified fault (fault detected, but severity unspecified).
Unknown (status not available/unknown (typically because system
power is OFF).
Table B-3. Terminal Mode Text Commands (continued)
Command Switches Description

Terminal Mode Commands 71
Table B-4. Terminal Mode Configuration
Byte Explanation
1 [7:6]—Reserved.
[5]—Line Editing.
0b = Disable.
1b = Enable (Factory default).
[4]—Reserved.
[3:2]—Delete control (only applies when line editing is enabled).
00b = BMC outputs a <DEL> character when <BKSP> or < DEL > is received.
01b = BMC outputs a < BKSP >< SP >< BKSP > sequence when < BKSP > or
< DEL > is received (Factory default).
[1]—Echo control0b = No echo 1b = Echo (BMC echoes characters it receives)
(Factory default).
[0]—Handshaking—BMC outputs a [SYS]<newline> after receiving each terminal
mode IPMI message and is ready to accept the next message.
0b = Disable.
1b = Enable (Factory default).
2 [7:4] - Output newline sequence (BMC to console). Selects what characters the BMC
uses as the <newline> sequence when the BMC writes a line to the console in
Terminal Mode.
0h = no termination sequence.
1h = <CR-LF> (Factory default)
2h = <NULL>
3h = <CR>
4h = <LF-CR>
5h = <LF>
All other = reserved
[3:0] - Input newline sequence (Console to BMC). Selects what characters the console
uses as the <newline> sequence when writing to the BMC in Terminal Mode.
0h = reserved
1h = <CR> (Factory default)
2h = <NULL>
All other = reserved

72 Terminal Mode Commands
www.dell.com | support.dell.com

Glossary 73
Glossary
The following list defines or identifies technical terms, abbreviations, and acronyms used in your system
documents.
adapter card
An expansion card that plugs into an expansion-card
connector on the system's system board. An adapter
card adds some specialized function to the system by
providing an interface between the expansion bus and
a peripheral device. Examples of adapter cards include
network cards, sound cards, and SCSI adapters.
ANSI
Abbreviation for American National Standards
Institute.
API
Abbreviation for application program interface, which
is a set of routines, protocols, and tools for building
software applications that act as an interface between
the operating system and application programs.
Argument
The value supplied with an option, such as in the
following command line instance:
utilname --option=argument
ARP
Acronym for Address Resolution Protocol, which is a
method for finding a host’s Ethernet address from its
Internet address.
ASCII
Acronym for American Standard Code for Information
Interchange. A text file containing only characters from
the ASCII character set (usually created with a text
editor, such as Notepad in Microsoft
®
Windows
®
), is
called an ASCII file.
asset tag code
An individual code assigned to a system, usually by a
system administrator, for security or tracking purposes.
autoexec.bat file
The
autoexec.bat
file is executed when you boot your
system (after executing any commands in the
config.sys
file). This start-up file contains commands
that define the characteristics of each device connected
to your system, and it finds and executes programs
stored in locations other than the active directory.
backup
A copy of a program or data file. As a precaution, you
should back up your system's hard drive on a regular
basis. Before making a change to the configuration of
your system, you should back up important start-up
files from your operating system.
baud rate
A measurement of data transmission speed. For
example, modems are designed to transmit data at one
or more specified baud rate(s) through the COM
(serial) port of a system.
binary
A base-2 numbering system that uses 0 and 1 to
represent information. The system performs
operations based on the ordering and calculation of
these numbers.

74 Glossary
www.dell.com | support.dell.com
BIOS
Acronym for basic input/output system. Your system's
BIOS contains programs stored on a flash memory chip.
The BIOS controls the following:
• Communications between the microprocessor and
peripheral devices, such as the keyboard and the
video adapter
• Miscellaneous functions, such as system messages
bit
The smallest unit of information interpreted by your
system.
BMC
Abbreviation for baseboard management controller,
which is a controller that provides the intelligence in
the IPMI structure.
boot routine
When you start your system, it clears all memory,
initializes devices, and loads the operating system.
Unless the operating system fails to respond, you can
reboot (also called warm boot) your system by pressing
<Ctrl><Alt><Del>; otherwise, you must perform a
cold boot by pressing the reset button or by turning the
system off and then back on.
bootable diskette
You can start your system from a diskette. To make a
bootable diskette on a system running Windows, insert
a diskette in the diskette drive, type
sys a:
at the
command line prompt, and press <Enter>. Use this
bootable diskette if your system will not boot from the
hard drive.
bus
An information pathway between the components of a
system. Your system contains an expansion bus that
allows the microprocessor to communicate with
controllers for all the various peripheral devices
connected to the system. Your system also contains an
address bus and a data bus for communications
between the microprocessor and RAM.
byte
Eight contiguous bits of information, the basic data
unit used by your system.
cache
A fast storage area that keeps a copy of data or
instructions for quicker data retrieval. For example,
your system's BIOS may cache ROM code in faster
RAM. Or, a disk-cache utility may reserve RAM in
which to store frequently accessed information from
your system's disk drives; when a program makes a
request to a disk drive for data that is in the cache, the
disk-cache utility can retrieve the data from RAM faster
than from the disk drive.
CD-ROM
Abbreviation for compact disc read-only memory. CD
drives use optical technology to read data from CDs.
CDs are read-only storage devices; you cannot write
new data to a CD with standard CD drives.
CHAP
Acronym for Challenge-Handshake Authentication
Protocol, an authentication scheme used by PPP
servers to validate the identity of the originator of the
connection upon connection or any time later.
CLI
Abbreviation for command line interface.
Command
The combination of an option and argument or just an
option if no argument is required, such as in the
following command line instances:
utilname --option
utilname --option=argument
command line instance
A series of valid commands, options, and arguments
typed in the command line. For example, the DTK
utility name and all necessary options and arguments
as they are entered through the OS shell:
A:>utilname --option --option=argument

Glossary 75
COMn
The device names for the first through fourth serial
ports on your system are COM1, COM2, COM3, and
COM4. The default interrupt for COM1 and COM3
is IRQ4, and the default interrupt for COM2 and
COM4 is IRQ3. Therefore, you must be careful when
configuring software that runs a serial device so that
you don't create an interrupt conflict.
config.sys file
The
config.sys
file is executed when you boot your
system (before running any commands in the
autoexec.bat
file). This start-up file contains
commands that specify which devices to install and
which drivers to use. This file also contains commands
that determine how the operating system uses memory
and controls files.
console redirection
Console redirection is a function that directs a
managed system’s display screen, mouse functions, and
keyboard functions to the corresponding devices on a
management station. You may then use the
management station’s system console to control the
managed system.
controller
A chip that controls the transfer of data between the
microprocessor and memory or between the
microprocessor and a peripheral device such as a disk
drive or the keyboard.
control panel
The part of the system that contains indicators and
controls, such as the power switch, hard drive access
indicator, and power indicator.
conventional memory
The first 640 KB of RAM. Conventional memory is
found in all systems. Unless they are specially designed,
MS-DOS
®
programs are limited to running in
conventional memory.
CPU
Abbreviation for central processing unit. See also
microprocessor.
device driver
A program that allows the operating system or some
other program to interface correctly with a peripheral
device, such as a printer. Some device drivers—such as
network drivers—must be loaded from the config.sys
file (with a device= statement) or as memory-resident
programs (usually, from the autoexec.bat file).
Others—such as video drivers—must load when you
start the program for which they were designed.
DHCP
Abbreviation for Dynamic Host Configuration
Protocol, a protocol that provides a means to
dynamically allocate IP addresses to computers on a
LAN.
DIMM
Acronym for dual in-line memory module. A small
circuit board containing DRAM chips that connects to
the system board.
directory
Directories help keep related files organized on a disk
in a hierarchical, "inverted tree" structure. Each disk
has a "root" directory; for example, a
C:\>
prompt
normally indicates that you are at the root directory of
hard drive C. Additional directories that branch off of
the root directory are called subdirectories.
Subdirectories may contain additional directories
branching off of them.
DKS
Abbreviation for dynamic kernel support.
DMA
Abbreviation for direct memory access. A DMA
channel allows certain types of data transfer between
RAM and a device to bypass the microprocessor.

76 Glossary
www.dell.com | support.dell.com
DRAC II
Acronym for Dell OpenManage ™ Remote Assistant
Card, version 2.
DRAC III
Acronym for Dell™ Remote Access Card III.
DRAC III/XT
Acronym for Dell Remote Access Card III/XT.
DRAM
Acronym for dynamic random-access memory. A
system's RAM is usually made up entirely of DRAM
chips. Because DRAM chips cannot store an electrical
charge indefinitely, your system continually refreshes
each DRAM chip in the system.
EEPROM
Acronym for electrically erasable programmable read-
only memory.
EIDE
Abbreviation for enhanced integrated drive electronics.
EIDE devices add one or more of the following
enhancements to the traditional IDE standard:
• Data transfer rates of up to 16 MB/sec
• Support for drives other than just hard drives, such
as CD and tape drives
• Support for hard drives with capacities greater than
528 MB
• Support for up to two controllers, each with up to
two devices attached
EMM
Abbreviation for expanded memory manager. A utility
that uses extended memory to emulate expanded
memory on systems with an Intel386™ or higher
microprocessor.
EMS
Abbreviation for Expanded Memory Specification.
EPROM
Acronym for erasable programmable read-only
memory.
ERA
Abbreviation for embedded remote access.
ERA/MC
Abbreviation for embedded remote access modular
computer. See modular system.
ERA/O
Abbreviation for embedded remote access option.
ESM
Abbreviation for embedded systems management,
which is a set of instruction coding in system software
and firmware that notifies a user about potential
hardware problems on a system.
expanded memory
A technique for accessing RAM above 1 MB. To enable
expanded memory on your system, you must use an
EMM. You should configure your system to support
expanded memory only if you run application programs
that can use (or require) expanded memory.
extended memory
RAM above 1 MB. Most software that can use it, such
as the Windows operating system, requires that
extended memory be under the control of an XMM.
external cache memory
A RAM cache using SRAM chips. Because SRAM chips
operate at several times the speed of DRAM chips, the
microprocessor can retrieve data and instructions faster
from external cache memory than from RAM.
FAT
Acronym for file allocation table. FAT and FAT32 are
file systems that are defined as follows:
•FAT — A file system used by MS-DOS,
Windows 3.x, Windows 95, and Windows 98.
Windows NT® and Windows 2000 also can use the

Glossary 77
FAT file system. The operating system maintains a
table to keep track of the status of various segments
of disk space used for file storage.
•FAT32 — A derivative of the FAT file system.
FAT32 supports smaller cluster sizes than FAT, thus
providing more efficient space allocation on FAT32
drives.
FEPROM
Acronym for flash erasable programmable read-only
memory. Flash memory is a kind of nonvolatile storage
device similar to EEPROM, but the erasing is done only
in blocks or the entire chip.
firmware
Software (programs or data) that has been written onto
read-only memory (ROM). Firmware can boot and
operate a device. Each controller contains firmware
which helps provide the controller's functionality.
flash bios
A BIOS that is stored in flash memory rather than in
ROM. A flash BIOS chip can be updated in place,
whereas a ROM BIOS must be replaced with a newer
chip.
flash memory
A type of EEPROM chip that can be reprogrammed
from a utility on diskette while still installed in a
system; most EEPROM chips can only be rewritten
with special programming equipment.
format
To prepare a hard drive or diskette for storing files. An
unconditional format deletes all data stored on the
disk.
FRU
Abbreviation for field replaceable unit, which identifies
a module or component that will typically be replaced
in its entirety as part of a field service repair operation.
function commands
Commands that specify an action to be performed.
GB
Abbreviation for gigabyte(s). A gigabyte equals
1024 megabytes or 1,073,741,824 bytes.
graphics mode
A video mode that can be defined as x horizontal by y
vertical pixels by z colors.
GUI
Acronym for graphical user interface.
GUID
Abbreviation for Globally Unique Identifier, which is
a random number used in software applications. Each
generated GUID is supposed to be unique.
h
Abbreviation for hexadecimal. A base-16 numbering
system, often used in programming to identify
addresses in the system's RAM and I/O memory
addresses for devices. The sequence of decimal
numbers from 0 through 16, for example, is expressed
in hexadecimal notation as: 0, 1, 2, 3, 4, 5, 6, 7, 8, 9, A,
B, C, D, E, F, 10. In text, hexadecimal numbers are
often followed by h.
HBA
Abbreviation for host bus adapter. A PCI adapter card
that resides in the system whose only function is to
convert data commands from PCI-bus format to
storage interconnect format (examples: SCSI, Fibre
Channel) and communicate directly with hard drives,
tape drives, CD drives, or other storage devices.
HMA
Abbreviation for high memory area. The first 64 KB of
extended memory above 1 MB. A memory manager
that conforms to the XMS can make the HMA a direct
extension of conventional memory. Also see XMM.
host adapter
A host adapter implements communication between
the system's bus and the controller for a peripheral
device. (hard drive controller subsystems include

78 Glossary
www.dell.com | support.dell.com
integrated host adapter circuitry.) To add a SCSI
expansion bus to your system, you must install or
connect the appropriate host adapter.
HPFS
Abbreviation for the High Performance File System
option in the Windows NT operating systems.
HTTP
Abbreviation for Hypertext Transfer Protocol. HTTP
is the client-server TCP/IP protocol used on the World
Wide Web for the exchange of HTML documents.
HTTPS
Abbreviation for HyperText Transmission Protocol,
Secure. HTTPS is a variant of HTTP used by Web
browsers for handling secure transactions. HTTPS is a
unique protocol that is simply SSL underneath HTTP.
You need to use "https://" for HTTP URLs with SSL,
whereas you continue to use "http://" for HTTP URLs
without SSL.
ID
Abbreviation for identifier, commonly used when
referring to a user identifier (user ID), object identifier
(object ID), or hardware identifier (controller ID).
IDE
Abbreviation for Integrated Drive Electronics. IDE is
a computer system interface, used primarily for hard
drives and CDs.
I/O
Abbreviation for input/output. The keyboard is an
input device, and a printer is an output device. In
general, I/O activity can be differentiated from
computational activity. For example, when a program
sends a document to the printer, it is engaging in
output activity; when the program sorts a list of terms,
it is engaging in computational activity.
internal microprocessor cache
An instruction and data cache built in to the
microprocessor. The Intel
®
Pentium
®
microprocessor
includes a 16-KB internal cache, which is set up as an
8-KB read-only instruction cache and an 8-KB
read/write data cache.
IP address
Abbreviation for Internet Protocol address. See
TCP/IP.
IPMI
Abbreviation for Intelligent Platform Management
Interface, which is an industry standard for
management of peripherals used in enterprise systems
based on Intel
®
architecture. The key characteristic of
IPMI is that inventory, monitoring, logging, and
recovery control functions are available independent of
the main processors, BIOS, and operating system.
IRQ
Abbreviation for interrupt request. A signal that data
is about to be sent to or received by a peripheral device
travels by an IRQ line to the microprocessor. Each
peripheral connection must be assigned an IRQ
number. For example, the first serial port in your
system (COM1) is assigned to IRQ4 by default. Two
devices can share the same IRQ assignment, but you
cannot operate both devices simultaneously.
KB
Abbreviation for kilobyte(s), 1024 bytes.
key combination
A command requiring you to press multiple keys at the
same time. For example, you can reboot your system
by pressing the <Ctrl><Alt><Del> key
combination.
LAN
Acronym for local area network. A LAN system is
usually confined to the same building or a few nearby
buildings, with all equipment linked by wiring
dedicated specifically to the LAN.

Glossary 79
local bus
On a system with local-bus expansion capability,
certain peripheral devices (such as the video adapter
circuitry) can be designed to run much faster than they
would with a traditional expansion bus. Some local-bus
designs allow peripherals to run at the same speed and
with the same width data path as the system's
microprocessor.
LPTn
The device names for the first through third parallel
printer ports on your system are LPT1, LPT2, and
LPT3.
LRA
Abbreviation for local response agent.
MB
Abbreviation for megabyte(s). The term megabyte
means 1,048,576 bytes; however, when referring to hard
drive storage, the term is often rounded to mean
1,000,000 bytes.
memory
A system can contain several different forms of
memory, such as RAM, ROM, and video memory.
Frequently, the word memory is used as a synonym for
RAM; for example, an unqualified statement such as
"a system with 16 MB of memory" refers to a system
with 16 MB of RAM.
memory address
A specific location, usually expressed as a hexadecimal
number, in the system's RAM.
memory manager
A utility that controls the implementation of memory
in addition to conventional memory, such as extended
or expanded memory.
memory module
A small circuit board containing DRAM chips that
connects to the system board.
MHz
Abbreviation for megahertz.
microprocessor
The primary computational chip inside the system that
controls the interpretation and execution of arithmetic
and logic functions. Software written for one
microprocessor must usually be revised to run on
another microprocessor. CPU is a synonym for
microprocessor.
modem
A device that allows your system to communicate with
other systems over telephone lines.
modular system
A system that can include multiple server modules.
Each server module functions as an individual system.
To function as a system, a server module is inserted
into a chassis which includes power supplies, fans, a
system management module, and at least one network
switch module. The power supplies, fans, system
management module, and network switch module are
shared resources of the server modules in the chassis.
See server module.
MS-DOS
Acronym for Microsoft Disk Operating System.
NIC
Acronym for network interface controller.
NTFS
Abbreviation for the Windows NT File System option
in the Windows NT operating system. NTFS is an
advanced file system designed for use specifically
within the Windows NT operating system. It supports
file system recovery, extremely large storage media, and
long file names. It also supports object-oriented
applications by treating all files as objects with user-
defined and system-defined attributes. See also FAT
and FAT32.

80 Glossary
www.dell.com | support.dell.com
NVRAM
Acronym for nonvolatile random-access memory.
Memory that does not lose its contents when you turn
off your system. NVRAM is used for maintaining the
date, time, and system configuration information.
option
An argument to a command that modifies its function
rather than providing data and is usually set off by a
delimiter such as - or /. Some options may or must be
followed by a value, for example:
utilname -option=argument
parameter
A value or option that you specify to a program. A
parameter is sometimes called a switch or an argument.
partition
You can divide a hard drive into multiple physical
sections called partitions with the fdisk command.
Each partition can contain multiple logical drives.
After partitioning the hard drive, you must format each
logical drive with the format command.
PCI
Abbreviation for Peripheral Component Interconnect.
The predominant 32-bit or 64-bit local-bus standard
developed by Intel Corporation.
PCMCIA
Personal Computer Memory Card International
Association. An international trade association that has
developed standards for devices, such as modems and
external hard drives, that can be plugged into portable
computers.
PERC
Acronym for Expandable RAID controller.
peripheral device
An internal or external device—such as a printer, a disk
drive, or a keyboard—connected to a system.
Plug and Play
An industry-standard specification that makes it easier
to add hardware devices to personal computers. Plug
and Play provides automatic installation and
configuration, compatibility with existing hardware,
and dynamic support of mobile computing
environments.
POST
Acronym for power-on self-test. Before the operating
system loads when you turn on your system, the POST
tests various system components such as RAM, the disk
drives, and the keyboard.
pre-operating system environment
A shell environment, such as DOS, used to configure
system hardware before a major operating system, such
as Microsoft Windows or Red Hat
®
Enterprise Linux,
is installed.
program diskette set
The set of diskettes from which you can perform a
complete installation of an operating system or
application program. When you reconfigure a program,
you often need its program diskette set.
PXE
Abbreviation for Pre-boot eXecution Environment.
RAC
Acronym for remote access controller.
RAID
Acronym for redundant array of independent drives.
RAM
Acronym for random-access memory. A system's
primary temporary storage area for program
instructions and data. Each location in RAM is
identified by a number called a memory address. Any
information stored in RAM is lost when you turn off
your system.

Glossary 81
RAM disk
A memory-resident program that emulates a hard
drive.
read-only file
A read-only file is one that you are prohibited from
editing or deleting. A file can have read-only status if:
• Its read-only attribute is enabled.
• It resides on a physically write-protected diskette or
on a diskette in a write-protected drive.
• It is located on a network in a directory to which the
system administrator has assigned read-only rights
to you.
readme file
A text file included with a software package or hardware
product that contains information supplementing or
updating the documentation for the software or
hardware. Typically, readme files provide installation
information, describe new product enhancements or
corrections that have not yet been documented, and
list known problems or other things you need to be
aware of as you use the software or hardware.
ROM
Acronym for read-only memory. Your system contains
some programs essential to its operation in ROM code.
Unlike RAM, a ROM chip retains its contents even
after you turn off your system. Examples of code in
ROM include the program that initiates your system's
boot routine and the POST.
RPM
Abbreviation for Red Hat Package Manager.
schema
A collection of class definitions that describes managed
objects in a particular environment. A CIM schema is
a collection of class definitions used to represent
managed objects that are common to every
management environment, which is why CIM is called
the Common Information Model.
SCSI
Acronym for small computer system interface. An I/O
bus interface with faster data transmission rates than
standard ports. You can connect up to seven devices
(15 for some newer SCSI types) to one SCSI interface.
server module
A modular system component that functions as an
individual system. To function as a system, a server
module is inserted into a chassis which includes power
supplies, fans, a system management module, and at
least one network switch module. The power supplies,
fans, system management module, and network switch
module are shared resources of the server modules in
the chassis. See modular system.
service tag number
A bar code label that identifies each system in the event
that you need to call for customer or technical support.
SMART
Acronym for Self-Monitoring Analysis and Reporting
Technology. A technology that allows hard drives to
report errors and failures to the system BIOS, which
then displays an error message on the screen. To take
advantage of this technology, you must have a SMART-
compliant hard drive and the proper support in the
system BIOS.
SMBIOS
Acronym for system management BIOS.
SNMP
Abbreviation for Simple Network Management
Protocol. SNMP, a popular network control and
monitoring protocol, is part of the original TCP/IP
protocol suite. SNMP provides the format in which
vital information about different network devices, such
as network servers or routers, can be sent to a
management application.
SNMP trap
A notification (event) generated by the RAC or ESM
that contains information about state changes on the

82 Glossary
www.dell.com | support.dell.com
managed system or about potential hardware
problems.
SOL
Abbreviation for Serial Over LAN. SOL enables
suitably designed servers to transparently redirect the
serial character stream of a baseboard UART to/from a
remote client over a shared LAN. The architecture
requires software running on the managed system’s
BMC and client software running on a management
station and/or a central network proxy.
support commands
Commands that specify how an action should be
performed.
syntax
The rules that dictate how you must type a command
or instruction so that the system understands it. A
variable's syntax indicates its data type.
system configuration information
Data stored in memory that tells a system what
hardware is installed and how the system should be
configured for operation.
system diskette
System diskette is a synonym for bootable diskette.
system memory
System memory is a synonym for RAM.
System Setup utility
A BIOS-based utility that allows you to configure your
system's hardware and customize the system's
operation by setting such features as password
protection and energy management. Some options in
the System Setup utility require that you reboot the
system (or the system may reboot automatically) in
order to make a hardware configuration change.
system.ini file
A start-up file for the Windows operating system.
When you start Windows, it consults the
system.ini
file to determine a variety of options for the Windows
operating environment. Among other things, the
system.ini
file records which video, mouse, and
keyboard drivers are installed for Windows.
Running the Control Panel or Windows Setup program
may change options in the
system.ini
file. On other
occasions, you may need to change or add options to
the
system.ini
file manually with a text editor, such as
Notepad.
TCP/IP
Abbreviation for Transmission Control
Protocol/Internet Protocol. A system for transferring
information over a computer network containing
dissimilar systems, such as systems running Windows
and UNIX.
text editor
An application program for editing text files consisting
exclusively of ASCII characters. Windows Notepad is
a text editor, for example. Most word processors use
proprietary file formats containing binary characters,
although some can read and write text files.
text mode
A video mode that can be defined as x columns by y
rows of characters.
UART
Acronym for universal asynchronous receiver-
transmitter. The UART is a system component that
handles asynchronous serial communication by
converting parallel bytes from the processor into serial
bits for transmission (and vice versa).
unicode
A fixed width, 16-bit world wide character encoding,
developed and maintained by the Unicode
Consortium.
upper memory area
The 384 KB of RAM located between 640 KB and 1 MB.
If the system has an Intel386 or higher microprocessor,
a utility called a memory manager can create UMBs in

Glossary 83
the upper memory area, in which you can load device
drivers and memory-resident programs.
URL
Abbreviation for Uniform Resource Locator (formerly
Universal Resource Locator).
USB
Abbreviation for Universal Serial Bus. A USB connector
provides a single connection point for multiple USB-
compliant devices, such as mice, keyboards, printers,
and computer speakers. USB devices can also be
connected and disconnected while the system is
running.
utility
A program used to manage system resources—
memory, disk drives, or printers, for example.
utility partition
A bootable partition on the hard drive that provides
utilities and diagnostics for your hardware and
software. When activated, the partition boots and
provides an executable environment for the partition's
utilities.
UUID
Abbreviation for Universal Unique Identification.
variable
A component of a managed object. A temperature
probe, for example, has a variable to describe its
capabilities, its health or status, and certain indexes
that you can use to help you in locating the right
temperature probe.
VESA
Acronym for Video Electronics Standards Association.
virtual memory
A method for increasing addressable RAM by using the
hard drive. For example, in a system with 16 MB of
RAM and 16 MB of virtual memory set up on the hard
drive, the operating system would manage the system
as though it had 32 MB of physical RAM.
VT-100
Abbreviation for Video Terminal 100, which is used by
the most common terminal emulation programs.
WAN
Abbreviation for wide area network.
Web server
A secure port server that makes Web pages available
for viewing by Web browsers using the HTTP protocol.
WH
Abbreviation for watt-hour(s).
win.ini file
A start-up file for the Windows operating system.
When you start Windows, it consults the
win.ini
file
to determine a variety of options for the Windows
operating environment. Among other things, the
win.ini
file records what printer(s) and fonts are
installed for Windows. The
win.ini
file also usually
includes sections that contain optional settings for
Windows application programs that are installed on
the hard drive. Running the Control Panel or Windows
Setup program may change options in the
win.ini
file.
On other occasions, you may need to change or add
options to the
win.ini
file manually with a text editor
such as Notepad.
write-protected
Read-only files are said to be write-protected. You can
write-protect a 3.5-inch diskette by sliding its write-
protect tab to the open position or by setting the
write-protect feature in the System Setup program.
XMM
Abbreviation for extended memory manager, a utility
that allows application programs and operating systems
to use extended memory in accordance with the XMS.

84 Glossary
www.dell.com | support.dell.com
XMS
Abbreviation for eXtended Memory Specification.
X Windows system
The graphical user interface used in the Red Hat
Enterprise Linux environment.

Index 85
Index
A
ANSI, 23, 39-40, 54
B
baseboard management
controller, 15
Baseboard Management
Controller (BMC)
features, 5
management activities, 5
BMC, 15
BMC management tools
BMC Management Utility, 5
Server Administrator, 5
standard terminal or terminal
emulator utilities, 5
BMC Management
Utility, 23, 57
Installation, 25
installation prerequisites, 24
installing, 24
IPMI Shell, 23
SOL Proxy, 23
supported operating
systems, 24
C
console redirection, 47, 54
D
deployment overview
network-based, 12
E
error codes
BMC Management Utility, 57
F
FAQ, 53
frequently asked
questions, 53
H
HyperTerminal, 23, 39
I
installation
BMC Management Utility, 24
installation prerequisites
BMC Management Utility, 24
IPMI Shell, 27
command syntax, 29
commands, 33
diagram, 28
getting help, 31
global options, 29
IPMI help option, 31
management tasks, 27
serial channel session
option, 30
SOL session option, 29
using, 28
IPMI Shell diagram, 28
K
known issues, 53
P
planning to use a BMC
BMC LAN access
configuration
guidelines, 9
BMC LAN alerting
configuration
guidelines, 8
BMC serial configuration
guidelines, 9
BMC SOL configuration
guidelines, 10

86 Index
86 Index
S
SOL Proxy, 38
activating console
redirection, 47
configuring the SOL for the
remote managed
system, 44
connecting to the remote
managed system’s
BMC, 43
diagram, 39
getting help, 49
Main Menu, 42
rebooting the managed system
and activating console
redirection, 48
using, 40
using a Red Hat Enterprise
Linux shell, 41
using the configuration file, 50
using the Windows command
prompt, 40
using Windows HyperTerminal
console, 41
SOL Proxy configuration
file, 50
SOL Proxy diagram, 39
supported operating systems
BMC Management Utility, 24
supported terminal emulation
software, 23, 39, 54
supporting documentation
other dell documents you
might need, 12
system setup
entering, 13, 15
T
telnet, 23, 38-39, 54
terminal emulation software
supported, 23, 39
terminal mode
commands, 61
U
using IPMI Shell, 28
using SOL Proxy, 40
V
VT100, 23, 39-40, 54

