Dell NX3500 Administrator’s Guide User Manual To The E5009ed8 49b5 4916 A687 A36d92b1818b
User Manual: Dell NX3500 to the manual
Open the PDF directly: View PDF
.
Page Count: 218 [warning: Documents this large are best viewed by clicking the View PDF Link!]
- Dell PowerVaultNX3500 SystemAdministrator’s Guide
- Introduction
- Setting Up Your PowerVault NX3500 Solution
- Accessing the Dell PowerVault NAS Manager
- Monitoring PowerVault NX3500
- Monitoring PowerVault NX3500 Events
- Using Volumes, Shares, and Quotas
- Protecting Data on PowerVault NX3500
- Managing the PowerVault NX3500
- Managing the System
- Managing Client Access
- Managing Administrator Users
- Managing Local Users
- Managing Local Groups
- Authentication
- Active Directory
- Synchronizing PowerVault NX3500 With the Active Directory Server
- Network Configuration Overview
- Configuring DNS
- Managing Static Routes
- Defining File System Protocols
- Configuring CIFS Parameters
- Configuring System Time Parameters
- Removing an NTP Server
- Maintaining the PowerVault NX3500
- Troubleshooting
- Troubleshooting CIFS Issues
- Clients Cannot Access CIFS Files
- CIFS Access Denied
- CIFS ACL Corruption
- CIFS Client Clock Skew
- CIFS Client Disconnection on File Read
- CIFS Client General Disconnection
- CIFS Client Login Failure
- CIFS Connection Failure
- CIFS Delete-On-Close Denial
- CIFS File Access Denied
- CIFS File Sharing Conflict
- CIFS Guest Account Invalid
- CIFS Locking Inconsistency
- CIFS Maximum Connections Reached
- CIFS Share Does Not Exist
- CIFS Path Share Not Found
- CIFS Write to Read Only Volume
- Troubleshooting NFS Issues
- Cannot Mount NFS Export
- NFS Export Does Not Exist
- NFS File Access Denied
- NFS Insecure Access to Secure Export
- NFS Mount Fails Due to Export Options
- NFS Mount Fails Due to Netgroup Failure
- NFS Mount Path Does Not Exist
- NFS Owner Restricted Operation
- NFS Write to Read-Only Export
- NFS Write to Read-Only Volume
- NFS Write to Snapshot
- NFS Access Denied to a File or Directory
- Troubleshooting Replication Issues
- Replication Configuration Error
- Replication Destination Cluster is Busy
- Replication Destination FS is Busy
- Replication Destination is Down
- Replication Destination is Not Optimal
- Replication Destination Volume is Busy Reclaiming Space
- Replication Destination Volume is Detached
- Replication Disconnection
- Replication Incompatible Versions
- Replication Internal Error
- Replication Jumbo Frames Blocked
- Replication Destination Does Not Have Enough Space
- Replication Source is Busy
- Replication Source is Down
- Replication Source is Not Optimal
- Replication Source Volume is Busy Reclaiming Space
- Troubleshooting Active Directory Issues
- Troubleshooting BPS Issues
- Troubleshooting NAS File Access and Permissions Issues
- Troubleshooting Networking Issues
- Troubleshooting NAS Manager Issues
- Troubleshooting Backup Issues
- Troubleshooting System Issues
- Troubleshooting NAS Configuration Utility Issues
- Troubleshooting CIFS Issues
- Command Line Interface
- Internationalization
- Frequently Asked Questions
- BPS Alarms
- Cabling Recommendation
- Index

Dell PowerVault
NX3500 System
Administrator’s Guide

Notes and Cautions
NOTE: A NOTE indicates important information that helps you make better use of
your computer.
CAUTION: A CAUTION indicates potential damage to hardware or loss of data if
instructions are not followed.
____________________
Information in this publication is subject to change without notice.
© 2012 Dell Inc. All rights reserved.
Reproduction of these materials in any manner whatsoever without the written permission of Dell Inc.
is strictly forbidden.
Trademarks used in this text: Dell™, the DELL logo, and PowerVault™ are trademarks of Dell Inc.
Microsoft®, Windows®, Internet Explorer®, and Windows Server® are either trademarks or registered
trademarks of Microsoft Corporation in the United States and/or other countries. Symantec™,
NetBackup™, and Backup Exec™ are trademarks of Symantec Corporation. CommVault® and
Simpana® are either trademarks or registered trademarks of CommVault.
Other trademarks and trade names may be used in this publication to refer to either the entities claiming
the marks and names or their products. Dell Inc. disclaims any proprietary interest in trademarks and
trade names other than its own.
2012 - 01 Rev. A02

Contents 3
Contents
1 Introduction . . . . . . . . . . . . . . . . . . . . . . . 17
About This Document . . . . . . . . . . . . . . . . . . 17
Other Information You May Need . . . . . . . . . . . . 18
Terms Used in the Document . . . . . . . . . . . . . . 19
PowerVault NX3500 Architecture . . . . . . . . . . . . 21
Key Features . . . . . . . . . . . . . . . . . . . . 23
PowerVault NX3500 Views . . . . . . . . . . . . . 23
System Components . . . . . . . . . . . . . . . . . . . 25
NAS Controller Pair. . . . . . . . . . . . . . . . . 25
PowerVault MD Storage . . . . . . . . . . . . . . 26
BPS . . . . . . . . . . . . . . . . . . . . . . . . . 26
SAN Network . . . . . . . . . . . . . . . . . . . . 26
Internal Network . . . . . . . . . . . . . . . . . . 26
Internal Network A . . . . . . . . . . . . . . . . . 27
Internal Network B . . . . . . . . . . . . . . . . . 27
LAN or Client Network . . . . . . . . . . . . . . . 27
2 Setting Up Your PowerVault
NX3500 Solution . . . . . . . . . . . . . . . . . . . 29
Setting Up the Environment . . . . . . . . . . . . . . . 30
Choosing the Topology . . . . . . . . . . . . . . . 30
Completing the NAS System Setup
Worksheet . . . . . . . . . . . . . . . . . . . . . 42

4Contents
NAS System Setup Worksheet . . . . . . . . . . . 42
Preparing Your Management Station. . . . . . . . 45
Installing the Solution in the Rack . . . . . . . . . . . 45
Setting Up Your MD Storage Solution . . . . . . . 45
Creating Disk Groups . . . . . . . . . . . . . . . . 46
Creating Virtual Disks . . . . . . . . . . . . . . . . 49
Creating a Host Group . . . . . . . . . . . . . . . 51
Creating Host-to-Virtual Disk Mappings . . . . . . 52
Running the PowerVault NASCU . . . . . . . . . . . . 53
Installing the PowerVault NASCU . . . . . . . . . 53
Launching the PowerVault NASCU . . . . . . . . . 54
NAS Manager Configuration Wizard . . . . . . . . 64
Accessing the NAS Manager Web Interface . . . 64
PowerVault NAS Manager
Configuration Wizard . . . . . . . . . . . . . . . . 66
3 Accessing the Dell PowerVault
NAS Manager . . . . . . . . . . . . . . . . . . . . . 69
Browser Requirements . . . . . . . . . . . . . . . 69
NAS Manager Overview . . . . . . . . . . . . . . . . . 70
Action Bar. . . . . . . . . . . . . . . . . . . . . . 71
Admin Tabs . . . . . . . . . . . . . . . . . . . . . 71
Admin Tree . . . . . . . . . . . . . . . . . . . . . 71
Toolbar . . . . . . . . . . . . . . . . . . . . . . . 71
Page. . . . . . . . . . . . . . . . . . . . . . . . . 71
Search Bar . . . . . . . . . . . . . . . . . . . . . 72
4 Monitoring PowerVault NX3500. . . . . . . 73
Dashboard . . . . . . . . . . . . . . . . . . . . . . . . 74

Contents 5
Status . . . . . . . . . . . . . . . . . . . . . . . . 74
Capacity. . . . . . . . . . . . . . . . . . . . . . . 76
Current Performance . . . . . . . . . . . . . . . . 76
Load Balancing . . . . . . . . . . . . . . . . . . . 77
Network Performance . . . . . . . . . . . . . . . . . . 78
Client Network Throughput—Read or Write . . . . 78
Operations Per Second. . . . . . . . . . . . . . . 78
Network Aggregated Throughput . . . . . . . . . 78
Load Balancing . . . . . . . . . . . . . . . . . . . . . 79
Over Time . . . . . . . . . . . . . . . . . . . . . . 79
Client Connections . . . . . . . . . . . . . . . . . 79
Usage Considerations . . . . . . . . . . . . . . . 81
CIFS Connections. . . . . . . . . . . . . . . . . . 82
Hardware . . . . . . . . . . . . . . . . . . . . . . . . 83
Component Status . . . . . . . . . . . . . . . . . 84
Capacity . . . . . . . . . . . . . . . . . . . . . . . . . 85
Space Utilization . . . . . . . . . . . . . . . . . . 85
Quota Usage . . . . . . . . . . . . . . . . . . . . 86
Replication. . . . . . . . . . . . . . . . . . . . . . . . 86
Active Remote Replication Jobs . . . . . . . . . . 86
Remote Replication Report . . . . . . . . . . . . . 86
5 Monitoring PowerVault NX3500
Events . . . . . . . . . . . . . . . . . . . . . . . . . . . 87
Event Search . . . . . . . . . . . . . . . . . . . . . . 88
Defining Queries . . . . . . . . . . . . . . . . . . . . 89

6Contents
6 Using Volumes, Shares, and Quotas . . . 91
NAS Volumes. . . . . . . . . . . . . . . . . . . . . . . 91
Usage Considerations . . . . . . . . . . . . . . . 93
Solution 1 . . . . . . . . . . . . . . . . . . . . . . 94
Solution 2 . . . . . . . . . . . . . . . . . . . . . . 95
Solution 3 . . . . . . . . . . . . . . . . . . . . . . 95
Managing NAS Volumes . . . . . . . . . . . . . . 95
Adding a NAS Volume . . . . . . . . . . . . . . . 96
Modifying a NAS Volume . . . . . . . . . . . . . . 96
Removing a NAS Volume . . . . . . . . . . . . . . 96
Shares and Exports . . . . . . . . . . . . . . . . . . . 97
Managing NFS Exports . . . . . . . . . . . . . . . 97
Managing CIFS Shares . . . . . . . . . . . . . . . 99
Setting Access Control Lists and Share Level
Permissions on FluidFS . . . . . . . . . . . . . . . . 100
CIFS Storage Administrator Account . . . . . . . 100
Active Directory Configuration . . . . . . . . . . 100
Setting ACLs or SLPs on a CIFS Share . . . . . . 100
Access Using CIFS . . . . . . . . . . . . . . . . 102
Configuring CIFS Shares Level Permissions . . . 103
Removing a CIFS Share . . . . . . . . . . . . . . 104
Resetting Local Administrator Password. . . . . 104
Quotas . . . . . . . . . . . . . . . . . . . . . . . . . 105
Default Quotas . . . . . . . . . . . . . . . . . . 105
User or Group Specific Quotas . . . . . . . . . . 105
Quota Types . . . . . . . . . . . . . . . . . . . . 106

Contents 7
7 Protecting Data on PowerVault
NX3500 . . . . . . . . . . . . . . . . . . . . . . . . . 107
Replication. . . . . . . . . . . . . . . . . . . . . . . . 108
NAS Replication . . . . . . . . . . . . . . . . . . 108
Activating Replication . . . . . . . . . . . . . . . 109
Setting Up a Replication Partner . . . . . . . . . . 110
Adding a Replication Policy . . . . . . . . . . . . 110
Managing Replication Policies . . . . . . . . . . . 110
Deleting a Replication Policy . . . . . . . . . . . . 110
Removing a Replication Partner . . . . . . . . . . 111
Managing Snapshots . . . . . . . . . . . . . . . . . . 111
Snapshots. . . . . . . . . . . . . . . . . . . . . . 111
Activating Snapshots . . . . . . . . . . . . . . . . 112
Creating a Snapshot (Without a Policy) . . . . . . 112
Adding or Modifying a Snapshot Policy . . . . . . 112
Accessing Snapshots . . . . . . . . . . . . . . . 112
Restoring Data . . . . . . . . . . . . . . . . . . . 113
Restoring a NAS Volume From a Snapshot . . . . 113
Deleting a Snapshot . . . . . . . . . . . . . . . . 113
Backing Up and Restoring Data . . . . . . . . . . . . . 114
Supported Applications. . . . . . . . . . . . . . . 116
Enabling NDMP Support . . . . . . . . . . . . . . 116
Changing NDMP Password . . . . . . . . . . . . 117
Modifying DMA Servers List . . . . . . . . . . . . 117
Specifying NAS Volume for Backup . . . . . . . . 118
Displaying Active NDMP Jobs . . . . . . . . . . . 118
Terminating an Active NDMP Job . . . . . . . . . 118
NDMP Design Considerations . . . . . . . . . . . 119
Using Antivirus Applications . . . . . . . . . . . . . . 119
Overview . . . . . . . . . . . . . . . . . . . . . . 119

8Contents
Supported Applications. . . . . . . . . . . . . . 119
Adding Antivirus Hosts . . . . . . . . . . . . . . 119
Enabling Antivirus Support Per CIFS Share . . . 120
8 Managing the PowerVault NX3500 . . . . 121
Managing the System . . . . . . . . . . . . . . . . . 123
Managing Client Access. . . . . . . . . . . . . . . . 123
Viewing the Defined Subnets . . . . . . . . . . . 124
Modifying a Subnet . . . . . . . . . . . . . . . . 124
Removing a Subnet . . . . . . . . . . . . . . . . 124
Managing Administrator Users . . . . . . . . . . . . 125
Adding an Administrator . . . . . . . . . . . . . 125
Changing the Administrator’s Password . . . . . 125
Modifying an Administrator. . . . . . . . . . . . 126
Modifying an Administrator's
E-Mail Filter Rules. . . . . . . . . . . . . . . . . 126
Removing an Administrator . . . . . . . . . . . . 126
Managing Local Users . . . . . . . . . . . . . . . . . 127
Adding Local Users . . . . . . . . . . . . . . . . 127
Modifying Local Users . . . . . . . . . . . . . . 128
Deleting Local Users . . . . . . . . . . . . . . . 128
Changing the Password. . . . . . . . . . . . . . 128
Managing Local Groups . . . . . . . . . . . . . . . . 128
Adding a Local Group . . . . . . . . . . . . . . . 129
Modifying a Local Group . . . . . . . . . . . . . 129
Deleting a Local Group . . . . . . . . . . . . . . 129
Authentication . . . . . . . . . . . . . . . . . . . . . 130
Configuring an Identity Management
Database . . . . . . . . . . . . . . . . . . . . . 130

Contents 9
Enabling User Authentication Through
an NIS Database . . . . . . . . . . . . . . . . . . 131
Enabling User Authentication Through
an LDAP Database . . . . . . . . . . . . . . . . . 131
Disabling the Use of an External UNIX
Identity Management Database . . . . . . . . . . 132
Active Directory . . . . . . . . . . . . . . . . . . . . . 132
Synchronizing PowerVault NX3500 With
the Active Directory Server . . . . . . . . . . . . . . . 132
Configuring the Active Directory Service . . . . . 133
Network Configuration Overview . . . . . . . . . . . . 133
Accessing the System . . . . . . . . . . . . . . . 133
Performance and Static Routes . . . . . . . . . . 134
Configuring DNS . . . . . . . . . . . . . . . . . . . . . 136
Adding DNS Servers . . . . . . . . . . . . . . . . 136
Removing DNS Servers. . . . . . . . . . . . . . . 136
Adding DNS Domains. . . . . . . . . . . . . . . . 137
Deleting DNS Domains . . . . . . . . . . . . . . . 137
Managing Static Routes . . . . . . . . . . . . . . . . . 137
Adding Static Routes . . . . . . . . . . . . . . . . 137
Modifying a Static Route . . . . . . . . . . . . . . 137
Deleting a Static Route . . . . . . . . . . . . . . . 138
Defining File System Protocols . . . . . . . . . . . . . 138
Configuring CIFS Parameters . . . . . . . . . . . . . . 138
Configuring General CIFS Parameters . . . . . . . 138
Configuring Advanced CIFS Parameters . . . . . . 139
Configuring System Time Parameters . . . . . . . . . . 140
Changing the Time Zone . . . . . . . . . . . . . . 140

10 Contents
Manually Configuring the Current Date
and Time. . . . . . . . . . . . . . . . . . . . . . 140
Removing an NTP Server . . . . . . . . . . . . . . . 141
Synchronizing PowerVault NX3500 With
a Local NTP Server . . . . . . . . . . . . . . . . 141
9 Maintaining the PowerVault NX3500 . . . 143
Shutting Down the PowerVault NX3500 System. . . . 143
Turning On the PowerVault NX3500 Solution . . . . . 144
Installing the Service Pack . . . . . . . . . . . . . . 145
Expanding the PowerVault NX3500
Storage Capacity . . . . . . . . . . . . . . . . . . . . 146
Prerequisites . . . . . . . . . . . . . . . . . . . 146
Adding LUNs to PowerVault NX3500 . . . . . . . 147
Running Diagnostics on PowerVault . . . . . . . . . 148
Online Diagnostics . . . . . . . . . . . . . . . . 148
Offline Diagnostics . . . . . . . . . . . . . . . . 149
Reinstalling the PowerVault NX3500 . . . . . . . . . 150
Replacing a PowerVault NX3500 Controller. . . . . . 151
Prerequisites . . . . . . . . . . . . . . . . . . . 151
Detaching the PowerVault NX3500
Controller . . . . . . . . . . . . . . . . . . . . . 151
Removing and Replacing the PowerVault
NX3500 Controller . . . . . . . . . . . . . . . . . 152
Attaching the PowerVault NX3500
Controller . . . . . . . . . . . . . . . . . . . . . 153

Contents 11
10 Troubleshooting . . . . . . . . . . . . . . . . . . . 155
Troubleshooting CIFS Issues . . . . . . . . . . . . . . 155
Clients Cannot Access CIFS Files . . . . . . . . . 155
CIFS Access Denied . . . . . . . . . . . . . . . . 155
CIFS ACL Corruption . . . . . . . . . . . . . . . . 156
CIFS Client Clock Skew . . . . . . . . . . . . . . . 156
CIFS Client Disconnection on File Read . . . . . . 157
CIFS Client General Disconnection. . . . . . . . . 157
CIFS Client Login Failure . . . . . . . . . . . . . . 157
CIFS Connection Failure . . . . . . . . . . . . . . 157
CIFS Delete-On-Close Denial . . . . . . . . . . . . 158
CIFS File Access Denied . . . . . . . . . . . . . . 158
CIFS File Sharing Conflict. . . . . . . . . . . . . . 158
CIFS Guest Account Invalid . . . . . . . . . . . . 159
CIFS Locking Inconsistency . . . . . . . . . . . . 159
CIFS Maximum Connections Reached . . . . . . . 159
CIFS Share Does Not Exist . . . . . . . . . . . . . 160
CIFS Path Share Not Found. . . . . . . . . . . . . 160
CIFS Write to Read Only Volume . . . . . . . . . . 161
Troubleshooting NFS Issues . . . . . . . . . . . . . . . 161
Cannot Mount NFS Export . . . . . . . . . . . . . 161
NFS Export Does Not Exist . . . . . . . . . . . . . 164
NFS File Access Denied . . . . . . . . . . . . . . 164
NFS Insecure Access to Secure Export . . . . . . 165
NFS Mount Fails Due to Export Options . . . . . . 165
NFS Mount Fails Due to Netgroup Failure . . . . . 166
NFS Mount Path Does Not Exist . . . . . . . . . . 167
NFS Owner Restricted Operation. . . . . . . . . . 167
NFS Write to Read-Only Export. . . . . . . . . . . 168
NFS Write to Read-Only Volume . . . . . . . . . . 168
NFS Write to Snapshot . . . . . . . . . . . . . . . 168
NFS Access Denied to a File or Directory . . . . . 168

12 Contents
Troubleshooting Replication Issues . . . . . . . . . . 169
Replication Configuration Error. . . . . . . . . . 169
Replication Destination Cluster is Busy . . . . . 169
Replication Destination FS is Busy . . . . . . . . 170
Replication Destination is Down . . . . . . . . . 170
Replication Destination is Not Optimal . . . . . . 170
Replication Destination Volume is Busy
Reclaiming Space. . . . . . . . . . . . . . . . . 171
Replication Destination Volume
is Detached . . . . . . . . . . . . . . . . . . . . 171
Replication Disconnection . . . . . . . . . . . . 171
Replication Incompatible Versions . . . . . . . . 172
Replication Internal Error . . . . . . . . . . . . . 172
Replication Jumbo Frames Blocked . . . . . . . 172
Replication Destination Does Not
Have Enough Space . . . . . . . . . . . . . . . 172
Replication Source is Busy . . . . . . . . . . . . 173
Replication Source is Down . . . . . . . . . . . 173
Replication Source is Not Optimal . . . . . . . . 173
Replication Source Volume is Busy
Reclaiming Space. . . . . . . . . . . . . . . . . 174
Troubleshooting Active Directory Issues . . . . . . . 174
Group Quota For an Active Directory
User Does Not Work . . . . . . . . . . . . . . . 174
Active Directory Authentication . . . . . . . . . 175
Troubleshooting Active Directory
Configuration . . . . . . . . . . . . . . . . . . . 175
Troubleshooting BPS Issues . . . . . . . . . . . . . . 176
Backup Power Supply LED Displays
a Solid Amber Light . . . . . . . . . . . . . . . . 176
Backup Power Supply LED Flashes
Green and Amber . . . . . . . . . . . . . . . . . 177
Backup Power Supply Displays a
Blinking Amber LED . . . . . . . . . . . . . . . . 177

Contents 13
BPS LED Is Off . . . . . . . . . . . . . . . . . . . 178
Troubleshooting NAS File Access and
Permissions Issues . . . . . . . . . . . . . . . . . . . 178
Cannot Change the Ownership of a
File or a Folder . . . . . . . . . . . . . . . . . . . 178
Cannot Modify NAS Files . . . . . . . . . . . . . . 179
Mixed File Ownership Denied . . . . . . . . . . . 179
Problematic SMB Access From a
Linux Client . . . . . . . . . . . . . . . . . . . . . 179
Strange UID and GID Numbers on
Dell NAS System Files . . . . . . . . . . . . . . . 180
Troubleshooting Networking Issues . . . . . . . . . . 181
Name Server Unresponsive . . . . . . . . . . . . 181
Specific Subnet Clients Cannot Access
the PowerVault NX3500 System . . . . . . . . . . 181
Troubleshooting DNS Configurations. . . . . . . . 182
Determining the IQN of the PowerVault
NX3500 Controllers Using CLI . . . . . . . . . . . 182
Troubleshooting RX and TX Pause
Warning Messages. . . . . . . . . . . . . . . . . 182
Troubleshooting NAS Manager Issues . . . . . . . . . 183
NAS Dashboard is Delayed. . . . . . . . . . . . . 183
NAS System Time is Wrong. . . . . . . . . . . . . 183
Cannot Connect to the NAS Manager . . . . . . . 184
Blank Login Screen . . . . . . . . . . . . . . . . . 185
Troubleshooting Backup Issues . . . . . . . . . . . . . 185
Troubleshooting Snapshots . . . . . . . . . . . . 185
Troubleshooting an NDMP Internal Error . . . . . 187
Troubleshooting System Issues . . . . . . . . . . . . . 188
Troubleshooting System Shutdown. . . . . . . . . 188
NAS Container Security Violation . . . . . . . . . 189

14 Contents
Multiple Errors Received During
File System Format . . . . . . . . . . . . . . . . 189
Associating LUN Names to Virtual Disks . . . . . 191
Identifying Controllers . . . . . . . . . . . . . . 191
Troubleshooting NAS Configuration
Utility Issues . . . . . . . . . . . . . . . . . . . . . . 192
Error Received While Running the
PowerVault NASCU . . . . . . . . . . . . . . . . 192
Cannot Launch PowerVault NX3500
NAS Configuration Utility . . . . . . . . . . . . . 193
11 Command Line Interface . . . . . . . . . . . . 195
Overview . . . . . . . . . . . . . . . . . . . . . . . . 195
Accessing the CLI . . . . . . . . . . . . . . . . . . . 196
CLI Menu Options . . . . . . . . . . . . . . . . . . . 197
12 Internationalization . . . . . . . . . . . . . . . . 201
Overview . . . . . . . . . . . . . . . . . . . . . . . . 201
Unicode Client Support Overview . . . . . . . . . . . 201
NFS Clients . . . . . . . . . . . . . . . . . . . . . . . 202
CIFS Clients. . . . . . . . . . . . . . . . . . . . . . . 202
Unicode Configuration Parameters . . . . . . . . . . 202
Unicode Configuration Limitations . . . . . . . . 203
File Size and Directory Name. . . . . . . . . . . 203
Clients Compatibility Problems . . . . . . . . . . 203
Japanese Compatibility Issues . . . . . . . . . . 203

16 Contents

Introduction 17
1
Introduction
The Dell PowerVault NX3500 clustered network attached storage (NAS)
system is a high-availability storage solution. The solution aggregates multiple
NAS controllers in a cluster and presents them to UNIX, Linux, and
Microsoft Windows clients as one virtual file server.
About This Document
This document provides information on the features available to the storage
administrator. It is organized as follows.
Chapter Description
Introduction Provides information on the PowerVault NX3500 cluster
solution architecture and features.
Setting Up Your
PowerVault NX3500
Solution
Provides instructions on setting up the PowerVault NX3500, the
various topologies, and cabling options. It also includes the
detailed setup procedure and available configuration options.
Accessing the Dell
PowerVault NAS
Manager
Provides an overview of the NAS Manager web console and
instructions for accessing it.
Monitoring
PowerVault NX3500
Provides descriptions and procedures for monitoring the
PowerVault NX3500.
Monitoring
PowerVault NX3500
Events
Provides procedures for searching events and defining queries.
Using Volumes,
Shares, and Quotas
Provides instructions for managing NAS volumes, shares,
and quotas.
Protecting Data on
PowerVault NX3500
Provides procedures for configuring data protection options
such as, snapshots, replication, and backup agent.

18 Introduction
Other Information You May Need
Managing the
PowerVault NX3500
Provides procedures and descriptions about the initial
configuration, system information, users management,
license management, system time, networking, protocols,
authentication, monitoring configuration, and maintenance.
Maintaining the
PowerVault NX3500
Provides procedures for shutting down, powering up,
upgrading, and running diagnostics.
Troubleshooting Provides information on troubleshooting your NAS
storage solution.
Command Line
Interface
Provides basic information for using the PowerVault
NX3500 CLI.
Internationalization Provides information about unicode support in
PowerVault NX3500.
BPS Alarms Contains additional information on troubleshooting the Dell
Backup Power Supply (BPS).
NAS Setup Worksheet Provides a worksheet that will help you set up and configure
your solution.
Document Description
Getting Started Guide Provides an overview of system features, setting up your
solution, and technical specifications. This document is
shipped with your system and is also available at
support.dell.com/manuals.
Hardware Owner's
Manual
Provides information about solution features and describes
how to troubleshoot the system and install or replace system
components. This document is available at
support.dell.com/manuals.
Rack Installation
Instructions
Describes how to install your system into a rack. This
document is shipped with your rack solution and is also
available at support.dell.com/manuals.
Online Help Provides information about configuring and managing the
NAS Manager. The online help is integrated with the system
and can be accessed from the NAS Manager.
Chapter Description

Introduction 19
Terms Used in the Document
Table 1-1. PowerVault NAS System Terms
Term Description
Backup Power
Supply
Provides back up battery power in the event of a power loss.
Client access VIP Virtual IP addresses that clients use to access CIFS shares and
NFS exports hosted by a PowerVault NAS system. The
PowerVault NAS system supports multiple client access
Virtual IPs (VIPs).
Controller (NAS
controller or nodes)
NAS appliance installed with the Dell Fluid File System
(FluidFS) software.
Controller pair Two NAS controllers that are configured as pair in a
PowerVault NAS clustered system. Cache data is mirrored
between the paired NAS controllers.
Data Management
Application (DMA)
Also known as the Backup Application Server.
Dell PowerVault
Modular Disk
Storage Manager
(MDSM)
The management software that ships with the PowerVault
MD32x0i or MD36x0i array.
Fluid File System High-performance, scalable file system software installed on
NAS controllers.
Host Port Identifier Unique ID used to identify hosts in a network.
Internal network A
(peer connection)
The PowerVault NX3500's internal network consists of two
independent Gigabit Ethernet ports. The internal network is
the infrastructure for PowerVault NX3500 clustering,
including the heartbeat monitor, data transfer, and mirroring
information between the controllers.
Internal network B
(internal
management or
IPMI)
The PowerVault NX3500 internal management network (also
known as internal network b) connects both controllers. All
administrative related functions and controller reboots are
performed on this network.

20 Introduction
LAN or client
network (primary
network)
The network through which clients access NAS shares or exports.
The PowerVault NAS system is connected to customer’s IT
environment and its NAS clients using this network.
NAS storage pool Virtual disks created on the PowerVault MD32x0i or MD36x0i
storage arrays dedicated to the PowerVault NX3500 system.
NAS volume (NAS
container or virtual
volume)
A virtualized volume that consumes storage space in the NAS
storage pool. Administrators can create CIFS shares and NFS
exports on a NAS volume and share them with authorized users.
A PowerVault NAS system supports multiple NAS volumes.
NAS replication Replication between two PowerVault NAS systems or between
two NAS volumes.
NAS replication
partners
PowerVault NAS systems participating in a replication activity.
Network Data
Management
Protocol
Network Data Management Protocol (NDMP) used for
backup and restore.
Peer controller The peer NAS controller with which a specific NAS controller
is paired in a PowerVault NAS system.
Power module
(battery unit)
One of the battery units in a BPS.
PowerVault
MD3xx0i
Refers to the PowerVault MD3200i, MD3220i, MD3600i,
MD3620i iSCSI storage solutions.
PowerVault NAS
Configuration
Utility (NASCU)
The setup wizard used to initially discover and configure a
PowerVault NAS system. This utility is only used for the initial
setup.
NAS Manager The web-based user interface, which is part of the PowerVault
NX3500 software, used to manage the PowerVault NAS system.
PowerVault NAS
system
A fully configured, highly-available and scalable NAS
appliance, providing NAS (CIFS and/or NFS) services, which
is comprised of a pair of NAS controllers, a BPS, a PowerVault
storage subsystem, and the NAS Manager.
Table 1-1. PowerVault NAS System Terms
(continued)
Term Description

Introduction 21
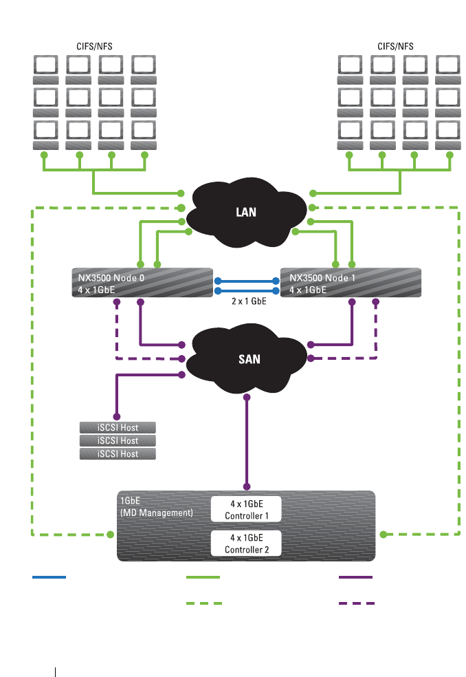
PowerVault NX3500 Architecture
The PowerVault NX3500 combined with MD3xxxi provides you with a unified
storage solution (see Figure 1-1). This solution provides you with access to
both block and file storage (see Figure 1-2).
The PowerVault NX3500 clustered NAS solution consists of a pair of
controllers and the PowerVault Modular Disk (MD) iSCSI storage array. In
addition, both controllers are protected by BPS, which helps protect data
during power failure.
Each controller has:
• Two connections (four for the solution) to the customer's LAN or
client network.
• Two connections (four for the solution) to the customer's SAN network.
• Two controller peer to peer connections for the cluster's internal network.
Standby controller A NAS appliance that is installed with the FluidFS software
but not part of a cluster. For example, a new or replacement
controller from the Dell factory is considered as a standby
controller.
SAN network (iSCSI
network)
The network that carries the block level (iSCSI) traffic and to
which the storage subsystem is connected.
NOTE: It is recommended that this network be isolated from the
LAN or client network.
Table 1-1. PowerVault NAS System Terms
(continued)
Term Description

Introduction 23
Key Features
The PowerVault NX3500:
• Helps administrators expand existing capacity and improve performance
when needed, without impacting the applications or users.
• Provides administrative functions for storage administrators who perform
day-to-day system operations and storage management.
• Has a distributed file system, which creates a single interface to the data.
• Uses a quad core processor per controller.
• Is capable of storing terabytes in a single file system.
• Allows for dynamic increase in capacity.
• Has a centralized, easy to use, web-based NAS management console.
• Has on-demand virtual storage provisioning.
• Has granular disk space management.
• Is capable of providing user-accessible Point-In-Time snapshots.
•Is capable of sharing files with Microsoft Windows, Linux, and UNIX users.
• Offers flexible, automated online replication and disaster recovery.
• Features built-in performance monitoring and capacity planning.
PowerVault NX3500 Views
You can access the PowerVault NX3500 as a client or an administrator
depending on the access privileges you have.
NOTE: It is recommended that you do not attempt to log on to both the CLI and NAS
Manager at the same time.

24 Introduction
Figure 1-2. File-Level Storage and Block-Level Storage
Client View
To the client, the PowerVault NX3500 presents itself as a single file-server
with a single file system, IP address, and name. The PowerVault NX3500's
global file system serves all users concurrently without performance
constraints. It offers end users the freedom to connect to the PowerVault
NX3500 using their respective operating system's NAS protocols.
• NFS protocol for UNIX users.
• CIFS protocol for Windows users.
Administrator View
As an administrator, you can use either the CLI or the NAS Manager to
configure or modify system settings, such as configuring protocols, adding
users, and setting permissions.
The NAS Manager provides access to system functionality, using standard
internet browsers.
NX3500 NAS Configuration Utility
NAS Manager
File Management Block Management
Modular Disk Configuration Utility
Modular Disk Storage Manager
Wizard-based installation
Configure NAS network IP
Create and manage volumes and shares
Performance monitoring
Set up snapshots and replication
NDMP backup
Configure iSCSI storage array
Map virtual disks
Monitor and manage component status,
capacity, host, mappings, arrays and
virtual disks
Provision MD iSCSI storage for NAS
Define NAS host in MD iSCSI array

Introduction 25
System Components
The PowerVault NX3500 system consists of:
• Hardware
– NAS controller pair
– MD PowerVault storage
– Backup power supply
•Network
– SAN network
– Internal network
– LAN or client network
NAS Controller Pair
The PowerVault NX3500 clustered NAS solution consists of two NAS
controllers configured as a pair. This redundant configuration ensures that
there is no single point of failure. The controllers handle load balancing of
client connections, manage read-write operations, perform caching, and
interface with servers and workstations. The cluster and its internal networks
are consolidated using a virtual IP.
The PowerVault NX3500 software is installed on both controllers. The
software is a complete package, consisting of an operating system, volume
management, distributed file system, and clustering technology.
Read-write operations are handled through mirrored non-volatile RAM
(NVRAM). Mirroring the cache data between the paired NAS controllers,
ensures a quick response to clients' requests, while maintaining complete data
integrity. Data from the cache to permanent storage is transferred
asynchronously through optimized data-placement schemes.
Each controller is equipped with a 12 GB RAM, most of which is used for
caching. The file system uses the cache efficiently to provide fast and reliable
writes and reads. Writing or modifying files occurs first in the cache. Data is
then mirrored to the peer controller’s cache. This feature ensures that all
transactions are duplicated and secured.

26 Introduction
PowerVault MD Storage
The controllers connect to the PowerVault MD iSCSI storage array, which is a
RAID subsystem. RAID storage subsystems are designed to eliminate single
points of failure. Each active component in the storage subsystem is
redundant and hot-swappable. The solution supports typical RAID
configurations including RAID 0, RAID 1, RAID 5, RAID 6, and RAID 10.
BPS
The BPS provides continuous power to the controllers. Each controller
receives its power from a dedicated BPS and from the power grid. The
controllers regularly monitor the BPS battery status, which requires the BPS
to maintain a minimum level of power for normal operation. The BPS has
sufficient battery power to allow the controllers to safely shut down.
The BPS enables the controllers to use the cache as NVRAM. The BPS
provides the clustered solution enough time to write all the data from the
cache to the disk if the controller experiences a loss of power.
NOTE: You can view the BPS events on the NAS Manager.
SAN Network
The SAN network is a critical part of the PowerVault NX3500 solution. The
controller pair that resides on the SAN network communicates to the storage
subsystem using the iSCSI protocol. The PowerVault NX3500 communicates
on the SANa and SANb networks, rendering a high availability (HA) design.
Internal Network
The PowerVault NX3500 solution requires an internal network for peer-to-
peer data transfer and management. To achieve complete data distribution
and to maintain HA, each controller must have access to its peer controller.
The internal network achieves this goal.
The internal network is classified into internal network A and internal network B.
NOTE: Ensure that the IP addresses you assign to internal network A and internal
network B are from a private IP space and do not conflict with other subnets on
your network.

Introduction 27
Internal Network A
PowerVault NX3500's internal network A is comprised of two independent
Gigabit Ethernet ports. The internal network is the infrastructure for the
PowerVault NX3500 clustering, and includes heartbeat monitoring, data
transfer, and mirroring of information between the controllers' caches. The
internal network also distributes data evenly across all LUNs in the system.
NOTE: Internal network A is also referred to as peer-to-peer connections. The
network uses point-to-point cable connections.
Internal Network B
Internal network B is the PowerVault NX3500 internal management network,
which is plugged into the SAN switch and connects both controllers. All
administrative related functions are performed on this network.
In the event where the controllers lose communication with each other but
continue to function independently (known as the split-brain situation), the
PowerVault management network automatically resets the suspected
controller. This prevents the split-brain situation and ensures data integrity.
LAN or Client Network
After the initial configuration, a virtual IP (VIP) address connects the
PowerVault NX3500 to the client or LAN network.
The VIP address allows clients to access the PowerVault NX3500 as a single
entity, thereby providing access to the file system. It enables the PowerVault
NX3500 to perform load balancing between controllers, and ensures that the
service continues even if a controller fails.
The LAN or client network is comprised of two Gigabit Ethernet ports on
each controller, which connect to the LAN or client network switches. The
solution can have a maximum of four VIPs that serve the system. For more
information, see “Setting Up Your PowerVault NX3500 Solution” on page 29.
The PowerVault NX3500 solution is administered using the LAN or client
network on the NAS Management VIP.

Setting Up Your PowerVault NX3500 Solution 29
2
Setting Up Your PowerVault NX3500
Solution
This chapter describes the procedure to configure the Dell PowerVault
NX3500 NAS cluster solution and integrate it into your environment.
A successful configuration of the PowerVault NX3500 involves:
• Setting up the environment (see "Setting Up the Environment" on
page 30).
• Installing the solution in a rack.
• Setting up the MD storage solution (see "Setting Up Your MD Storage
Solution" on page 45).
• Installing and running the PowerVault NAS configuration utility (see
"Running the PowerVault NASCU" on page 53).
• Initializing the filesystem.
• Utilizing the system.

30 Setting Up Your PowerVault NX3500 Solution
Figure 2-1. Setting Up Your PowerVault NX3500 Solution
Setting Up the Environment
To set up the environment:
1
Choose the topology and cable your solution.
2
Complete the NAS system setup worksheet.
3
Prepare your management station.
Choosing the Topology
Choosing the topology involves choosing the MD topology and the
switch topology.
Environment Setup
Select switch topology
Complete worksheet
Prepare management
station
Verify IPv6 address
Install software
Rack, Stack, and Cable Set up Storage
Utilize SystemInitialize File SystemConfiguration utility
Create HostGroup, Virtual
Disks, and map them together
Complete final step during
step 5
Execute PowerVault
NASCU
Complete initialization steps
in web admin interface
Create NAS volumes, CIFS
shares

Setting Up Your PowerVault NX3500 Solution 33
Choosing the Switch Topology
NOTE: The two subnets option would also be used for the MD36xxi.
The PowerVault NX3500 supports four switch topologies. The topologies are
listed in Table 2-1 with their benefits and challenges. Choose the ideal
topology for your environment and cable the solution accordingly.
Table 2-1. Switch Topologies for PowerVault NX3500 in the Non-Redundant and High
Availability Options
The following settings are highly recommended on your switch:
• Spanning Tree Portfast (required)
• Flow control (required)
• Jumbo frames (9000 MTU)
NOTE: Dell PowerConnect switches need to be configured to 9216 MTU or greater
to accept frames of size 9000 MTU. Non-Dell switches may require a different MTU
configuration for similar frame sizes. For more information on MTU configuration for
non-Dell switches, see the switch-specific manual.
NOTE: Jumbo frames and flow control settings are mandatory for all ports used
solely by the PowerVault NX3500 and file access, for block usage port setting,
please refer to your array user guide for optimal performance setting.
Topology Description High-Availability Non-Redundant
Dedicated
SAN
This topology leverages the best
practices of the industry relating
to iSCSI and separates the SAN
and LAN/Client traffic. The client
cables are connected to a client
switch and the SAN cables are
connected to a SAN switch.
Figure 2-4
(recommended)
Figure 2-5
All-in-one
solution
A basic topology where the SAN
and the client cables are
connected to the same switch.
Figure 2-6 Figure 2-7

34 Setting Up Your PowerVault NX3500 Solution
Figure 2-3. NX3500 Node NIC Cabling
NOTE: See Figure 2-3 to connect the PowerVault NX3500 and MD ports to the
appropriate switch in the for the best practice solution in the HA option.
Best Practice Solution in the HA Option
The best practice solution is to isolate the SAN traffic from the LAN or client
traffic with redundant switches for HA. All the client cables are split between
the redundant client switches, and the SAN or internal network cables are
split between the redundant SAN switches. Peer connections are always back
to back.
NOTE: For cabling recommendation for existing MD-Series implementations that
do not have stacked switches, see “Cabling Recommendation” on page 213.
NOTE: The PowerVault NX3500 solution expects only two subnets (iSCSI ports) per
MD controller to be used by the solution. The other four ports are dedicated to
block devices.

36 Setting Up Your PowerVault NX3500 Solution
Dedicated SAN Solution in the Non-Redundant Option
The second configuration option is to isolate the SAN traffic from the client
traffic, but without redundant switches. All the client cables are connected to
the client switch and the SAN or internal network cables are connected to the
SAN switch. Peer connections are always back to back.
In this configuration, the switches become a single point of failure. It is
recommended that you separate the SAN subnets using virtual LANs.

38 Setting Up Your PowerVault NX3500 Solution
All-in-One High-Availability Option
In an all-in-one high availability option, the redundant switches host both
SAN or internal and client network traffic. The SAN or internal and client
cables are split between the redundant switches. Peer connections are always
back to back. It is recommended that you separate the SAN subnets using
virtual LANs.

40 Setting Up Your PowerVault NX3500 Solution
All-in-One Non-Redundant Option
In an all-in-one non redundant option, both the SAN or internal and client
cables are connected to the same switch. In this configuration, the switch is a
single point of failure. It is recommended that you separate the SAN subnets
using virtual LANs.

Completing the NAS System Setup Worksheet
The NAS System Setup Worksheet will assist you in the overall setup and configuration of your solution.
NAS System Setup Worksheet
PowerVault NAS Configuration Utility NAS Cluster IP Allocation
Information Requested Value IP Function IPs Allocated Sample IPs Physical Connections
Storage Array Identification Subnet 1—Primary Network
MD discovery IP NAS management VIP . . . 10.10.1.200 Client
MTU Client access VIP . . . 10.10.1.100 Client
NX3500 Controller Discovery Controller 0 IP . . . 10.10.1.201 Client
Controller 0 MAC address Controller 1 IP . . . 10.10.1.202 Client
Controller 1 MAC address Subnet mask . . . 255.255.255.0 Client
Gateway . . . 10.10.1.1 Client
NAS Appliance Identification Subnet 2—Internal or Private Network Group 1
NAS cluster name Internal IP a0 . . . 172.168.1.1 Internal or Peer
PowerVault NAS Configuration Utility Results Internal IP a1 . . . 172.168.1.2 Internal or Peer
NAS controller 0 IQN Internal IP a2 . . . 172.168.1.3 Internal or Peer
NAS controller 1 IQN Internal IP a3 . . . 172.168.1.4 Internal or Peer
NOTE: Use the IQNs recorded from the
PowerVault NAS Configuration Utility (NASCU) to
complete your mappings configuration on the
MD3xx0i backend storage.
Subnet mask . . . 255.255.255.0 Internal or Peer

Environment Setup Checklist Subnet 3—Internal or Private Network Group 1
Management station:
• Verify IPv6 enabled
• Install PowerVault NASCU
Switch topology
Determine desired switch topology from one of
the following configurations:
• Dedicated SAN solution in the high-availability
option
• Dedicated SAN solution in the high-availability
option
• All-in-one high-availability option
• All-in-one non-redundant option
Internal IP b0 . . . 172.168.2.1 Internal or Peer
Internal IP b1 . . . 172.168.2.2 Internal or Peer
Internal IP b2 . . . 172.168.2.3 Internal or Peer
Internal IP b3 . . . 172.168.2.4 Internal or Peer
Subnet mask . . . 255.255.255.0 Internal or Peer
Subnet 4—SAN Network Group 1
SANa IP 0 . . . 192.168.10.20 SAN (to Switch A)
SANa IP 1 . . . 192.168.10.21 SAN (to Switch A)
Subnet mask . . . 255.255.255.0
Subnet 5—SAN Network Group 2
SANb IP 0 . . . 192.168.11.20 SAN (to Switch B)
SANb IP 1 . . . 192.168.11.21 SAN (to Switch B)
Subnet mask . . . 255.255.255.0
PowerVault NAS Configuration Utility NAS Cluster IP Allocation

Power Vault MD Configuration
IP Function IPs Allocated Sample IPs Physical Connections
Controller 0 Port 0 IP . . . 192.168.10.100 SAN (to Switch A)
Controller 0 Port 1 IP . . . 192.168.11.100 SAN (to Switch B)
Controller 0 Port 2 IP . . . 192.168.12.100
Controller 0 Port 3 IP . . . 192.168.13.100
Controller 1 Port 0 IP . . . 192.168.10.101 SAN (to Switch A)
Controller 1 Port 1 IP . . . 192.168.11.101 SAN (to Switch B)
Controller 1 Port 2 IP . . . 192.168.12.101
Controller 1 Port 3 IP . . . 192.168.13.101

Setting Up Your PowerVault NX3500 Solution 45
Preparing Your Management Station
A management station is required to manage and configure the PowerVault
NX3500. The solution can be accessed using either the CLI or the Dell
PowerVault NAS Manager.
NOTE: You can log on to either the CLI or the NAS Manager at a time. It is highly
recommended that you do not attempt to log on to both the CLI and NAS Manager at
the same time.
The minimum requirements for the management station are:
•It has IPv6 enabled.
• The PowerVault NASCU is installed.
NOTE: You can install Dell PowerVault NASCU from the Dell Resource Media
Fluid File System (FluidFS) media that shipped with your solution.
• The PowerVault NX3500 is cabled appropriately, and the management
station is on the same network as the LAN or client network.
• Has either Internet Explorer or Firefox installed with JavaScript enabled.
Installing the Solution in the Rack
Your solution requires a properly grounded electrical outlet, a compatible
rack, and a rack installation kit. For information on installing the solution in
the rack, see the Setting Up Your PowerVault Network Attached Storage
Solution that shipped with your product.
Setting Up Your MD Storage Solution
This section assumes you have discovered and completed the initial configuration
(naming, assigning iSCSI, and management port IPs) of your PowerVault
MD3xx0i storage arrays in accordance with the topology you plan to use.
This section provides the steps necessary to configure the host group and
virtual disks that are required for the PowerVault NX3500 system. For
additional information regarding a task such as creating virtual disks, see the
PowerVault Modular Disk Storage Manager (MDSM) Help or the Dell
PowerVault MD3xx0i Owner’s Manual at support.dell.com/manuals.
CAUTION: Correctly preparing the PowerVault Modular Disk (MD) storage array
is critical for successfully configuring your NAS solution.

46 Setting Up Your PowerVault NX3500 Solution
Complete the following tasks using PowerVault MDSM.
NOTE: PowerVault MDSM is available on the Resource media that shipped with
your storage array.
1
Create a disk group for each virtual disk.
2
Create a virtual disk in each disk group.
3
Create a host group.
4
Map the virtual disks to the host group.
NOTE: See the MD storage array documentation at support.dell.com/manuals.
NOTE: Additional configuration is required after completing the steps in the
PowerVault Configuration Utility. Challenge Handshake Authentication Protocol
(CHAP) must be disabled on the PowerVault MD3xx0i storage array and the storage
array must be configured for two logical SANs.
Creating Disk Groups
To create disk groups:
NOTE: It is recommended that you create a minimum of two disk groups. Each will
house a virtual disk dedicated to the NAS storage pool.
1
Install and launch the PowerVault MDSM software on the
management station.
2
Target the MD storage array you plan to use for your NAS storage.
See the Dell PowerVault MD3
xx
0i storage arrays
Deployment Guide
at
support.dell.com/manuals
.
3Choose one of the following methods to start the Create Disk Group
Wizard and proceed to step 4:
– To create a disk group from unconfigured capacity in the storage array:
a
On the
Logical
tab, select
Unconfigured Capacity
.
b
Select
Disk Group
Create
.
Alternatively, you can right-click
Unconfigured Capacity
, and select
Create Disk Group
from the pop-up menu.
– To create a disk group from unassigned physical disks in the storage array:
a
On the
Physical
tab, select one or more unassigned physical disks of
the same physical disk type.

Setting Up Your PowerVault NX3500 Solution 47
b
Select
Disk Group
Create
.
Alternatively, you can right-click the unassigned physical disks, and
select
Create Disk Group
from the pop-up menu.
– To create a secure disk group:
a
On the
Physical
tab, select one or more unassigned security capable
physical disks of the same physical disk type.
b
Select
Disk Group
Create
.
Alternatively, you can right-click the unassigned security capable
physical disks, and select
Create Disk Group
from the pop-up menu.
The
Introduction (Create Disk Group)
window is displayed.
4
Click
Next
.
The
Disk Group Name and Physical Disk Selection
window is displayed.
5
Type a name for the disk group in
Disk Group Name
.
NOTE: The disk group name should not exceed 30 characters.
6
Select the appropriate
Physical Disk Selection
choice; you can select:
For manual configuration, the Manual Physical Disk Selection window is
displayed.
•
Automatic
, see step 7
For automatic configuration, the RAID Level and Capacity window is
displayed.
•
Manual
, see step 10
7
Click
Next
.
8
Select the appropriate RAID level in
Select RAID Level
.
You can select RAID levels 1/10, 6, and 5. Depending on the RAID level
selection, the physical disks available for the selected RAID level are
displayed in the
Select Capacity
table.
9
In the
Select Capacity
table, select the relevant disk group capacity, and
click
Finish
.
Repeat the procedure for a minimum of two disk groups and then proceed
to "Creating Virtual Disks" on page 49.

48 Setting Up Your PowerVault NX3500 Solution
If you have selected
Manual
configuration, proceed to step 10.
10
In the
Manual Physical Disk Selection
window, select the appropriate
RAID level in
Select RAID Level
.
You can select RAID levels 0, 1/10, 6, and 5. Depending on the RAID level
chosen, the physical disks available for the selected RAID level is displayed
in
Unselected Physical Disks
table.
11
In the
Unselected Physical Disks
table, select the appropriate physical
disks and click
Add
.
NOTE: You can select multiple physical disks at the same time by holding
<Ctrl> or <Shift> and selecting additional physical disks.
To view the capacity of the new disk group, click
Calculate Capacity
.
12
Click
Finish
.
Repeat the procedure for a minimum of two disk groups.

Setting Up Your PowerVault NX3500 Solution 49
Figure 2-8. Host Group and Virtual Disks
Creating Virtual Disks
NOTE: Before creating virtual disks, organize the physical disks into disk groups
and then create a virtual disk within each disk group.
Create a minimum of two virtual disks dedicated for NAS storage. The NAS
storage capacity can be expanded up to 16 virtual disks. The number of
virtual disks must increment in pairs.
NOTE: Minimum virtual disk size required for the PowerVault NX3500 is 125 GB.
Maximum virtual disk size required for the PowerVault NX3500 is 15 TB.

50 Setting Up Your PowerVault NX3500 Solution
Table 2-2. Creating Virtual Disks
To create virtual disks from free capacity:
1
Start the
Create Virtual Disk Wizard
.
2
On the
Logical
tab, select
Free Capacity
from the disk group you created
in the earlier steps.
3
Select
Virtual Disk
and then click
Create
.
The
Introduction (Create Virtual Disk)
window is displayed.
4
Click
Next
.
The
Specify Capacity/Name
window is displayed.
5
Select the appropriate unit for storage capacity in
Units
and enter the
capacity of the virtual disk in
New Virtual Disk Capacity
.
6
Enter a name for the virtual disk in
Virtual Disk Name (
for example,
NX3500Lun0
).
Item Supported Not supported
Number of VDs or
LUNs
2, 4, 6, 8, 10, 12, 14, 16 1, 3, 5, 7, 9, 11, 13, 15
LUN sizes 125 GB, up to 15 TB Up to 125 GB, greater than 15 TB
NOTE: LUN pairs
should be of the same
size.
VD1: 125
GB
VD2: 125
GB
VD1:125 GB
VD2: 130 GB
VD3: 759
GB
VD4: 759
GB
VD3: 759 GB
VD4: 650 GB
VD5: 1.33
TB
VD6: 1.33
TB
VD5: 1.33 TB
VD6: 1.90 TB
Host group Single host group Multiple host group
Pair 1
Pair 1
Pair 2
Pair 2
Pair 3
Pair 3

Setting Up Your PowerVault NX3500 Solution 51
NOTE: The virtual disk name should not exceed 30 characters.
7
In
Advanced Virtual Disk Parameters
, select one of the following options:
•
Use Recommended Settings
•
Customize Settings
8
Click
Next
.
9
In the
Customize Advanced Virtual Disk Parameters
window, select the
appropriate Virtual Disk I/O characteristics type.
10
Select one of the following options:
•
File system (typical)
•
Database
•
Multimedia
•
Custom
NOTE: If you select Custom, you must select an appropriate segment size and
preferred RAID controller module ownership. For more information, see the
MD storage array documentation at support.dell.com/manuals.
11
Click
Finish
.
The virtual disks are created.
Creating a Host Group
To create a host group:
1
Launch the PowerVault MDSM and target the MD storage array you plan
to use for your NAS storage.
2
Select the
Mappings
tab.
3
In the
Topology
pane, select the storage array or the
Default Group
.
4
Perform one of the following actions:
• Select
Mappings
and then
Define
Host Group
.
• Right-click the storage array or the
Default Group,
and select
Define
Host Group
from the pop-up menu.
5
Type the name of the new host group in
Enter New Host Group Name
(for example,
NX3500
).
NOTE: Host group name must have alphanumeric characters.

52 Setting Up Your PowerVault NX3500 Solution
NOTE: Since the controllers are not configured yet, no hosts are available at
this time. No host other than the NX3500 controllers should be added to this
host group.
6
Click
OK
.
The host group is added to the storage array.
Creating Host-to-Virtual Disk Mappings
To create host-to-virtual disk mappings:
1
Launch PowerVault MDSM and target the MD storage array you plan to
use for your NAS storage.
2
In the
Topology
pane, expand
Default Group
and select the host group
you created in the previous steps.
3
In the tool bar, select
Mappings
Define
Additional Mapping
.
The
Default Additional Mapping
window is displayed.
4
In
Host group or host
, select the host group you created in the previous steps.
All defined hosts, host groups, and the default group appear in the list.
5
In the
Logical Unit Number
field, select a LUN. The supported LUNs are
0 through 255.
6
Select the virtual disk to be mapped in the virtual disk area.
The virtual disk area lists the names and capacity of the virtual disks that
are available for mapping, based on the selected host group or selected
host. Only select the virtual disks that were created specifically to be used
by the PowerVault NX3500. You must select an even number of virtual
disks, up to 16.
7
Click
Add
.
NOTE: The Add button is inactive until a host group or host, LUN, and virtual
disk are selected.
8
To define additional mappings, repeat step 4 through step 7.
NOTE: After a virtual disk has been mapped, it is no longer available in the
virtual disk area.
9
Click
Close
.

Setting Up Your PowerVault NX3500 Solution 53
The mappings are saved. The Topology pane and the Defined Mappings
pane in the Mappings tab are updated to reflect the mappings.
Running the PowerVault NASCU
The PowerVault NAS Configuration Utility (NASCU) walks you through the
steps necessary to set up the network configuration and pair the PowerVault
NX3500 controllers together. It also starts the process of pairing the system to
the PowerVault MD3xx0i storage appliance. It is recommended that you
determine your network configuration and IP address allocation for your NAS
controllers before executing this utility. See “Completing the NAS System
Setup Worksheet” on page 42.
Before running the PowerVault NASCU, ensure that:
• The PowerVault NASCU is installed and executed from a management
station that has IPv6 enabled. The utility connects to and configures your
controllers through the local link Ipv6 address. Ipv6 can be disabled, but
only after the installation and configuration is complete.
• The management station is connected to the same switch as the client
connections on your NAS controllers (see Table 2-1).
NOTE: Use the PowerVault NASCU only for initial configuration. After the PowerVault
NX3500 is configured use the NAS Manager to make changes to the configuration.
Installing the PowerVault NASCU
NOTE: Do not attempt to use the PowerVault NASCU to reconfigure an already
clustered PowerVault NX3500 solution.
For Windows-based management stations:
1
Insert the
PowerVault NX3500 Resource Media
into the optical drive.
If
autorun
is enabled on your system, the installer automatically launches
after a few moments.
2
If
autorun
is enabled, proceed to step 5.
3
If
autorun
is disabled, or if
autorun
does not automatically launch the
installer, open an explorer window and navigate to the optical drive where
the
PowerVault NX3500 Resource Media
is located.

54 Setting Up Your PowerVault NX3500 Solution
4
Open
StartHere.htm
.
5
Follow the prompts in the installer to complete the installation.
For Linux-based admin stations:
Graphical Installation
1
Insert the
PowerVault NX3500 Resource Media
into the optical drive.
2
Point the file-system explorer to the mounted optical drive.
3
Run
StartHere.htm
.
This launches an internet browser.
4
Follow the prompts in the installer to complete the installation.
Command-Line Installation
1
Insert the
PowerVault NX3500 Resource Media
into the optical drive.
2
Open a terminal window and change directories (cd) to the optical drive
(For example,
cd /media/disk/media/cdrom
).
3
Change directories to the
InstData
folder.
4
Identify the build of operating system being used (32-bit or 64-bit) and
change directory into either the
Linux_amd64/VM/ (64-bit)
or
Linux_i386/VM/ (32-bit)
folder.
5
Run the installer located in this folder by calling
sh ./pv-nas-config-utility-
installer-linux-<build_type>.bin
.
6
Follow the steps in the installer to complete the installation.
Launching the PowerVault NASCU
For Windows-based operating systems:
1
Access the Windows desktop and double-click the
PowerVault NX3500
Configuration Utility
icon, or access the Windows start menu and
navigate to
All Programs
Dell
PowerVault NAS
.
2
Click on
PowerVault NX3500 Configuration Utility
.
For Linux-based operating systems:
1
Execute the
PowerVault NASCU
from a terminal prompt.
2
Ensure that the currently logged-on terminal user is
root
.

Setting Up Your PowerVault NX3500 Solution 55
To change the user to
root
:
a
At the prompt, type
su
and enter the root password at the prompt.
b
Navigate to the root home folder by typing
cd ~/
.
c
Execute the
PowerVault NASCU
by typing
/bin/sh./Dell-PV-NAS-
Config-Utility
.
The welcome screen is displayed.
The actual configuration is deferred until all settings are confirmed in the
Configuration Summary
screen.
CAUTION: Use this utility only to configure two unconfigured controllers. Do not
attempt to use this utility on fully configured or clustered PowerVault NX3500 or to
reconfigure IP addresses. This utility does not check for duplicate IPs or null entries.
The
Storage Array Identification and Configuration
window is displayed.
3
Ty p e i n t h e
MD Discovery IP
address, the
Subnet Mask,
and the MTU size.
4
Click
Next.

56 Setting Up Your PowerVault NX3500 Solution
MD Discovery IP and subnet mask:
This is one of the iSCSI Host port IPs
configured on the MD array controller iSCSI ports. You can access this
information from the MDSM. This IP address is used by the PowerVault
NASCU to establish communication with the MD storage array
.
SAN MTU size:
This is the MTU setting for the SAN network. Using
jumbo frames on the SAN network (MTU: 9000) is mandatory for new
installations. For an existing MD setup, it is highly recommended that you
use jumbo frames for optimal performance.
The
NAS Controller Discovery
window is displayed.
NOTE: Dell PowerConnect switches must be configured to 9216 MTU or greater
to accept frames of size 9000 MTU. Non-Dell switches may require a different
MTU configuration for similar frame sizes. For more information on MTU
configuration for non-Dell switches, see the switch-specific documentation.
5
Type in the Controller MAC addresses.
These are the string of numbers under the EMB NIC1 MAC Address on
the Service Tag slide out tag.

Setting Up Your PowerVault NX3500 Solution 57
Controller MAC addresses:
These are used to establish communication
with the PowerVault NX3500 controllers and perform initial configuration.
This can be found on the System Identification slide out tab located
underneath the front bezel of the controller. The back of the tab lists the
“Embedded NIC 1 MAC address”. The connect button starts the co-click.
6
Click
Connect
to check if NAS controllers are connected and click
Next
.
NOTE: The slide out tab has two MAC addresses. Ensure that you enter the
embedded NIC Address and not the iDRAC address.
7
Enter the name used to identify the NAS cluster within the web
administration interface.
8
Click
Next
.
The cluster name should be only alphanumeric characters with no spaces
or special characters other than dashes.
The
Primary Network Configuration
window is displayed.
9
Type in the required parameters and click
Next
.

58 Setting Up Your PowerVault NX3500 Solution
IP address descriptions are as follows:
•
Client Access VIP
: This is the IP address used to access CIFS and
NFS shares.
•
NAS Management VIP
: This is the IP address used to access the NAS
Manager and command line administration interfaces.
NOTE: Make a note of the NAS Management VIP address for use at a
later stage.
•
Controller IPs
: Private maintenance IP addresses for each controller
and should not be accessed by clients directly.
•
Gateway IP Address
: This is the IP address through which a system on
the network can be reached at all times, such as a domain controller.
The Gateway IP address should always be accessible to the PowerVault
NX3500 controllers.
The
Internal Network Configuration
window is displayed.

Setting Up Your PowerVault NX3500 Solution 59
10
Type in the required parameters in the
Internal Network Configuration
window and click
Next.
Internal IPs
: These are used for internal communication between the
controller pair. IP addresses specified must be grouped in two different
subnets and be completely isolated from any other system on the network.
The PowerVault NASCU requests for these IP addresses to ensure that
there are no IP address clashes with other systems on your network.
The
SAN Network Configuration
window is displayed.
11
Type in the required parameters and click
Next
.
SAN IPs
: These are used for iSCSI communication with the backend
storage device (PowerVault MD3
xx
0i). As a result, these IPs must be on the
same subnets configured on the MD3
xx
0i storage array. iSCSI sessions are
established with the MD3
xx
0i storage array over the two subnets specified.

60 Setting Up Your PowerVault NX3500 Solution
NOTE: The MD storage array best practices recommend different subnets to
be configured on each port of the MD controllers. For MD device such as the
MD3200i with four ethernet ports per controller, the NAS cluster establishes
iSCSI connections on two of the ports. The other two ports can be used to
provision block storage to other iSCSI clients.
The
Configuration Summary
window is displayed.
All settings are applied to your controllers after this point. Listed below is a
checklist of items to review:
• Ensure no duplicate IP addresses are present
• Check that IP groups are in the same subnet as required
• NAS cluster name follows expected naming convention
• SAN MTU setting matches MTU configuration of the switch
connecting the NAS controllers to the backend MD3
x
x0i storage
device
12
Click
Next
on the
Configuration Summary
window.

Setting Up Your PowerVault NX3500 Solution 61
The
Configuration Results
window is displayed.
Upon successful configuration, the PowerVault NASCU presents you with the
NAS controller IQNs required to complete the pairing to the backend MD
storage device. Copy the IQNs for both controllers to a notepad, which is
entered into MDSM.
NOTE: Do not copy trailing white spaces along with the IQN, as this is interpreted as
part of the IQN and causes an iSCSI login failure at a later part in the configuration.
NOTE: MDSM refers to IQNs as host port identifiers.
If there is an error, see "NAS Container Security Violation" on page 189.
When you click Next, the NAS Manager is launched in your default web
browser. The Configuration Wizard is displayed and it guides you through
the steps to configure and start the NAS service. If it does not open, follow
the procedure in "Accessing the NAS Manager Web Interface" on page 64 to
access the wizard.

62 Setting Up Your PowerVault NX3500 Solution
NOTE: Before running the NAS Manager Configuration Wizard, create two hosts
(one per controller) in the host group you created earlier. Enter the IQNs provided in
the configuration results into the Host Port Identifier field for each controller. See
"Define Two Hosts" on page 62. After defining hosts, proceed to the NAS Manager
Configuration Wizard.
Define Two Hosts
Define the hosts as follows:
1
From the PowerVault MDSM for the array you plan to use for your NAS
storage, perform one of the following actions:
• Select
Mappings
and then
Define
Host
.
• Select the
Setup
tab, and click
Manually Define Hosts
.
• Select the
Mappings
tab. Right-click the
Host Group
that you created
(See “Creating a Host Group” on page 51.) in the
Topology
pane, and
select
Define
Host
from the pop-up menu.
The
Specify Host Name
window is displayed.
2
In
Host name
, enter a host name (for example,
NX3500-Controller-0
).
NOTE: The host name should be alphanumeric characters with the only
special character "-".
3
Select
Add by creating a new host port identifier
. In the
New host port
identifier
field, enter the IQN from the configuration results of the
PowerVault NASCU and enter a user label
for the host port identifier and
click
Add
.
NOTE: The user label cannot be the same as the host name, it should be
based off the host name. For example: NX3500-Controller-0-IQN.
4
Click
Next
.
The
Specify Host Type
window is displayed.
5
In
Host
type, select
Linux
as the operating system for the host.
The
Host Group Question
window is displayed.
6
In this window, select
Yes
.
This host shares access to the same virtual disks with other hosts.
7
Click
Next
.

Setting Up Your PowerVault NX3500 Solution 63
The
Specify Host Group
window is displayed.
8
Select the host group you created (see “Creating a Host Group” on
page 51), and click
Next
.
The
Preview
window is displayed.
9
Click
Finish and repeat
step 1 to step 9 for Controller1.
Proceed to the
NAS Manager Configuration Wizard
that was launched in
your web browser.
Figure 2-9. Hosts in Host Group

64 Setting Up Your PowerVault NX3500 Solution
NAS Manager Configuration Wizard
The NAS Manager Configuration Wizard helps complete the PowerVault
NX3500 configuration and integrate the solution into the environment. It lets
you set up the DNS, time management, user identification, and
authentication parameters, and monitoring options as well as formatting and
starting the file system.
You can leave the wizard at any time by selecting another page from the
Navigation pane. Every page in the Configuration Wizard can also be
accessed from the Navigation pane. This means that you can modify the
system's configuration parameters directly, by accessing the appropriate page
from the Navigation pane, without having to run the entire wizard.
Accessing the NAS Manager Web Interface
To access the NAS Manager:
1
Access the PowerVault NAS Manager web interface using the NAS
Management VIP address you specified in the PowerVault NASCU.
The
Security Alert
window is displayed.
NOTE: The Security Alert window is displayed after you install the
PowerVault NX3500 system, or after upgrading the system. Clicking Yes
enables the current session. Clicking View Certificate, as explained in the
following step, enables all future sessions.
2
Click
View Certificate
.
The
Certificate
window is displayed.
3
Click the
Install Certificate
button.
The
Welcome
window of the
Certificate Import Wizard
is displayed.
4
Click
Next
.
The
Certificate Store
window is displayed.
5
Verify that
Automatically select the certificate store based on the type of
certificate
is selected and click
Next
.
The
Completing the Certificate Import Wizard
window is displayed.
6
Click
Finish
.
A
Security Warning
window is displayed.

Setting Up Your PowerVault NX3500 Solution 65
7
Click
Yes
.
A
Certificate Import Wizard
message is displayed: "
The import was
successful
".
8
Click
OK
.
9
Click
OK
in the certificate window.
10
Access the NAS Manager.
The
PowerVault License file
window is displayed.
NOTE: This window is displayed only if the license has not been installed.
11
Browse to the
License file
and click
Install
.
The
PowerVault NAS Manager Login
window is displayed.
12
Typ e t h e
username
and
password
and click
Log in
.
NOTE: Use admin as the username. The default password is Stor@ge!. You
have the option of changing the password later.
The PowerVault NAS Manager is displayed with the
Start Configuration
Wizard
page open.
NOTE: If the Start Configuration page does not open automatically, click System
ManagementMaintenanceStart Configuration Wizard.

66 Setting Up Your PowerVault NX3500 Solution
PowerVault NAS Manager Configuration Wizard
Table 2-3 describes the options available on the PowerVault NAS Manager
Configuration Wizard.
Table 2-3. The PowerVault NAS Manager Configuration Wizard Options
Option Description
Solution Integration
DNS Configuration
Enables you to configure DNS parameters.
Time Configuration
Enables you to configure time zone parameters
and synchronize the time zone with NTP servers.
Monitoring
Email (SMTP)
Configuration
Enables you to configure the system’s alerting
mechanism using email.
SNMP Configuration
Enables you to configure the system’s SNMP
access and trap parameters.
System Function
Format File System
Enables you to format the file system.
System Stop/Start
Enables you to start the file system.
Change Passwords Enables you to change the admin and CIFS
Administrator’s password.
System and Users Identity
System Identity Enables you to configure the system name and the
Active Directory domain it belongs to.
CIFS Protocol
Configuration
Enables you to allow file access using the CIFS
protocol and specify how CIFS users are
authenticated.
Identity Management
Database
Enables you to configure additional identity
databases, such as NIS or LDAP.
Cross Protocol:
Windows
to UNIX User Mapping
Enables you to configure user identity
interoperability between Active Directory and
UNIX identity databases.
Using Your System

Setting Up Your PowerVault NX3500 Solution 67
NAS Volumes
Configuration
Enables you to configure NAS volumes.
CIFS Shares Enables you to configure CIFS shares.
NFS Exports Enables you to configure NFS exports.
Table 2-3. The PowerVault NAS Manager Configuration Wizard Options
(continued)
Option Description

Accessing the Dell PowerVault NAS Manager 69
3
Accessing the Dell PowerVault
NAS Manager
The NAS Manager is a web-based user interface that enables you to configure
and monitor your PowerVault NX3500 storage system.
Browser Requirements
•Firefox 3.6
• Internet Explorer 7, 8
The NAS Manager can be displayed at resolutions of 1024 x 768 pixels or
above. It is recommended to display the web interface at High Color, 16-bit
resolution. Also, disable any type of pop-up blocker application while using
the web interface as it may cause unpredictable behavior.
NOTE: It is highly recommended that JavaScript be enabled in your browser for
NAS Manager to function properly.

Accessing the Dell PowerVault NAS Manager 71
Action Bar
The Action bar, consists of additional functionality relevant to the current
page displayed. For more information on the menus, see the Online Help.
Admin Tabs
The Admin tabs divide the administration tasks into functional groups.
When you select a different tab, the options displayed in the Administration
tree changes.
For more information on the Admin tabs and their functionality, see
the Online Help.
Admin Tree
The Admin tree, located above the Admin tabs in the left pane, shows the
available functionality and changes depending on the Admin tab selected.
The Admin tree divides the functionality into groups and subgroups. This
enables you to easily find the task you need to perform.
Toolbar
The NAS Manager toolbar, located on the upper right side of the page,
displays the following options.
Page
The Page displays the function currently selected in the Admin tree or Action
bar. You can enter information, make changes, or simply view the current
status or configuration settings.
Table 3-1. The NAS Manager Toolbar Options
Option Description
About Selecting this opens the About screen with the current version
information.
Help Selecting this opens the online help in the section most relevant
to the currently displayed page.
Logout Selecting this enables you to exit the NAS Manager.

72 Accessing the Dell PowerVault NAS Manager
NOTE: The functionality and actions in NAS Manager are dynamic and are
available as determined by the permissions allocated to each user.
NOTE: You can log on to either the CLI or the NAS Manager at a time. It is highly
recommended that you do not attempt to log on to both the CLI and NAS Manager at
the same time.
Search Bar
When a page contains a table of items, the Search bar is displayed and allows
you to quickly find the relevant lines.
Each table displays up to 50 lines at a time. If more than 50 lines are available,
they are split into multiple pages with 50 lines per page. You can move from
one page to another by using the relevant buttons in the Search bar.
You can change the order a table is sorted by clicking on the column title.
Click once to change the sorting order to ascending and click again to change
the sorting order to descending.
The NAS Manager Search bar, located beside the page title, displays the
following items.
Table 3-2. The NAS Manager Search Bar Options
Option Icon
Description
Description
Search filter field N/A Enter the string you want to use in the
search. All text columns in the table are then
searched.
Search button N/A Press this button after entering a search
string to filter the table.
Go to first page |< Press this button to go to the first page of
data.
Go to previous page < Press this button to go to the previous page of
data.
Current page number N/A This field shows the current page number.
You can modify this field and press <Enter>
to quickly switch to a specific page.
Go to next page > Press this button to go to the next page of data.
Go to last page >| Press this button to go to the last page of
data.

Monitoring PowerVault NX3500 73
4
Monitoring PowerVault NX3500
NOTE: The information in this chapter refers to file management using the Dell
PowerVault NAS Manager. Block management and monitoring is done using Dell
PowerVault Modular Disk Storage Management (MDSM).
You can monitor the status of the Dell PowerVault NX3500 NAS clustered
system using the Monitor tab in the NAS Manager. Here, you can view the
overall status of the system on the Dashboard page, see the quotas usage
report, and receive remote replication job status reports.
To access the monitoring pages, click the Monitor tab in the Admin tabs. By
default, the Dashboard page is displayed.
Table 4-1. Monitor Tab Options
Field Description
Overview
Dashboard
Provides a single glance monitoring of the system.
Network Performance
Allows you to see network throughput for read and writes
in IOPS and MBps for last day, week, month, and year.
Load Balancing
Over time
Allows you to see processor load, CIFS connections,
read and write throughput for each controller for last
day, week, month, and year.
Client Connections
Allows you to see load balancing of client connections
by protocol and controller. Lets you set the migration
policy for each protocol.
CIFS Connections
Allows you to see a list of CIFS connections.
Hardware
System Validation
Allows you to see the diagnostic test result of each of
the system components.

74 Monitoring PowerVault NX3500
Dashboard
The Dashboard page is displayed by default when you click the Monitor tab.
It shows the status of the entire system in a single view. The Dashboard page
includes five real-time and short-term sections:
• Status
• Capacity
• Current Performance
• Recent Performance
• Load Balancing
NOTE: The information in the screen is refreshed automatically every few seconds.
Status
The Status section displays the system status and a list of hardware
components. Each hardware component type displays the total number of
components and the number of problematic components. The list includes
controllers and the Backup Power Supply (BPS). The power section of the
controllers refers to the BPS.
Component Status
Allows you to see the connectivity, power, and hardware
status of each controller.
Capacity
Space Utilization
Allows you to see free space, non-snapshot used space,
and snapshot used space for each NAS volume for last
day, last week, last month, and last year.
Quota Usage
Allows you to see the quota usage for each NAS volume
for users and groups.
Replication
NAS Replication
Allows you to see a list of NAS replication events.
NDMP
NDMP Active Jobs
Allows you to see a list of NDMP active jobs.
Table 4-1. Monitor Tab Options
(continued)
Field Description

Monitoring PowerVault NX3500 75
Table 4-2. Status Section Options
Item Status Description
Overall State On The file system is started.
Off The file system is stopped.
Stopping The file system is stopping.
Service Status Full Service The system is fully operational and can be
accessed by all clients. The system is in
mirroring mode, that is, the write-back
cache is protected by peer controller.
Partial Service The system may provide partial services
to all clients.
Full Service (journal) The system is fully operational and can be
accessed by all clients. The system is in
journaling mode, that is, the write-back
cache is protected and all the data is
written directly to the disk rather than
stored in the cache in order to preserve
data integrity.
No Service The system does not provide service to
any clients.
Fault The system has a problem providing
service. The system may recover
automatically within several minutes
depending on the fault.
Servers Status All Optimal All the indicators of controllers' health are
optimal.
Not Optimal Some indication of a problem exists, but
this does not prevent service to clients.
For example, this may result from power-
loss to a power supply, or a network
interface disconnection.
Some Down One controller is not responding, but the
system provides service in a degraded
mode. The server might recover
automatically, depending on the reason.

76 Monitoring PowerVault NX3500
Capacity
Current Performance
The Current Performance section displays the current network throughput.
The current network throughput includes data read-write throughput (MBps)
and the number of read-write operations per second, per protocol.
NOTE: To display the Network Performance page, click the Current Performance title.
Some Detached One controller is detached, but the
system provides service in a degraded
mode. The controller will require manual
intervention to recover (re-attach).
Fault Peer controllers are unable to provide
service, and therefore the system does not
provide service. This can happen if
controllers are down or have lost access to
the storage sub system.
Table 4-3. Capacity Section Options
Color Title Description
Green Free Space The space allocated to NAS
volumes but not yet in use.
Light Blue Used space non-snapshot The space allocated to NAS
volumes and used for live data.
Purple Used space snapshot The space allocated to NAS
volumes and used for snapshots.
Gray Unallocated The space, available on the LUNs,
which is not allocated to any NAS
volume.
Table 4-2. Status Section Options
(continued)
Item Status Description

Monitoring PowerVault NX3500 77
Load Balancing
The Load Balancing section displays a table with real-time information
about the PowerVault NX3500 status, processor utilization, and the number
of connections for each controller. Table 4-5 provides a broad view of the
system's load balancing.
NOTE: To display the Load Balancing page from the Dashboard, click the Load
Balancing title.
Table 4-5. Processor Utilization Indicators
Table 4-4. Recent Performance Indicators
Color * Operation Description
Dark Purple Read Data read from the system
(MBps).
Light Blue Write Data written to the system
(MBps).
* See Table 4-5.
Color Description
Light Green Indicates the percentage of the processor in a controller that is
busy.
Blue Indicates the percentage of the processor in a controller that is
idle.

78 Monitoring PowerVault NX3500
Network Performance
The Network Performance page displays PowerVault NX3500 performance
over time. This page contains four tabs, each provides a different period. For
example, last day, last week, last month, and last year.
Client Network Throughput—Read or Write
At the top of the screen there are two graphs, Client Network Throughput—
Read and Client Network Throughput—Write. The graphs display
throughput information (read and write) by protocol.
Operations Per Second
The lower left side of the screen shows the operations per second (OPS)
graph. The graph displays OPS information per operation.
Table 4-7. OPS Information Per Operation
Network Aggregated Throughput
The lower right side of the screen shows the Network Aggregated Throughput
graph. The graph displays total network throughput by network.
Table 4-6. Network Performance Indicators
Color Protocol Description
Green CIFS Data read or written using the CIFS protocol (MBps)
Blue NFS Data read or written using the NFS protocol (MBps)
Purple Replication Data read or written by NAS replication (MBps)
Yellow NDMP Data read or written by backup and/or restore
Magenta Network Network and protocol overhead, for example,
metadata operations (MBps)
Color Operation Description
Green Read The number of read operations per second.
Blue Write The number of write operations per second.
Magenta Other The number of meta-data operations per second.

Monitoring PowerVault NX3500 79
Load Balancing
Over Time
The Load Balancing Over Time page displays the balance in load between
PowerVault NX3500 controllers over time. The screen includes four tabs, each
tab presents a different period, for example, last day, last week, last month,
and last year.
CPU Load
The top left side of the screen displays the processor load graph. This graph
displays the average processor utilization in percentage for each of the
selected controllers.
CIFS Connections
The top right side of the screen displays the CIFS Connections graph. The
graph displays the number of active connections for each of the selected
controllers. Only CIFS connections appear in the graph (NFS clients are not
connection oriented).
Throughput—Read or Write
The bottom of the screen displays two graphs:
•Throughput—Read
•Throughput—Write
The graphs display the combined actual throughput, excluding overhead
(read and write) for each of the selected controllers.
Client Connections
The Client Connections page enables the following:
• Display the distribution of clients between controllers.
• Manually migrate specific clients from one controller to another.
• Set the policy for automatic client migration.

80 Monitoring PowerVault NX3500
Displaying Client Distribution
The client's distribution page displays only clients that belong to the same
subnet as the system (local clients). Clients that access the system through a
router (or layer 3 switches) are not displayed in this page; instead, the router
is displayed.
By default, the Clients tab displays a list of all the client connections. You can
narrow the list down and display connections for specific Protocol, Controller,
and Network.
The client connections table provides the following information.
Table 4-8. Client Connections Page
Field Description
Client/router IP The IP address of the client or router accessing the system.
Access using IP The IP address used to access the system.
Assigned interface The controller and network interface which were allocated for
this client or router (either automatically by the system or
manually by an administrator).
Current interface The controller and network interface currently assigned to
this client or router. The current interface can be different
from the assigned interface after automatic connection fail-
over. Depending on the Migration Policy, a connection that
was migrated from its assigned controller to another
controller, can remain on that controller. In such an event, the
current interface is different from the assigned interface.
Protocol The protocol that the client connection uses: CIFS, NFS, or
Other. PowerVault NX3500 identifies the clients accessing
with a recognized protocol, CIFS, or NFS and displays the
actual protocol. For other local clients, for example, routers,
the system displays the value 'Other' as the protocol.

Monitoring PowerVault NX3500 81
Usage Considerations
Migrating Clients to Another Controller
If there is an imbalance in the network load, the system can rebalance the
load by migrating clients between controllers, either automatically or
manually. Choose whether the clients or routers in the list may be migrated to
other controllers.
Select the connections you want to migrate from the list and click Assign
Interface. The Assign Interface page displays, and lists the selected
connections for approval.
Choose the controller you want to migrate the selected clients to. You can
either choose a specific controller as the target or choose Assigned Controller.
• To migrate all the selected clients to a specific controller, choose a specific
controller from the list.
• To migrate all the selected clients back to their original controllers after a
failed controller is revived, choose the Assigned Controller. Each client can
have a different assigned controller.
You can either let the system select the target interface on the controller, or
choose a specific one.
NOTE: This operation will disconnect CIFS connections if they are migrated to a
different controller.
• To enable automatic rebalance, select
Allow these clients to migrate to
other controllers when rebalancing the network load
.
• To keep the selected clients assigned controller permanent (except during
fail-over) clear
Allow these clients to migrate to other controllers when
rebalancing the network load
.
Setting the Migration Policy
In case of a controller failure, the system automatically migrates each
connection from the failed controller to another controller to allow clients to
continue their work. This causes disconnections to CIFS clients. When the
failed controller revives, the system can rebalance the load by migrating
clients back to the revived controller automatically. This operation is called
fail-back.

82 Monitoring PowerVault NX3500
Clients that use NFS are stateless and are not affected during fail-back.
Clients that use connection-based protocols (CIFS), may be disconnected
during fail-back. To optimize the fail-back operation, the system provides you
with the following policies for migration on recovery, which affect the load-
balance and disconnections:
• Migrate Immediately—Always keep the system well balanced, at the cost
of possibly disconnecting CIFS clients during work time.
• Migrate Automatically— Always keep the system well balanced if the
controller failure is very short, at the cost of disconnecting CIFS clients.
This option causes the system to remain unbalanced for a period of several
days, if the failure remains for long time.
This mode overcomes short controller failures because clients have not
created new material during the short time failure. Therefore, the best
practice is to rebalance them as soon as possible.
If the failure is longer than 10 minutes, the system remains unbalanced
until you rebalance it manually.
• Migrate Manually— Never migrates clients automatically. This requires
manual intervention to rebalance the system.
If the system requires manual intervention to rebalance it after fail-over,
the system sends an appropriate email message to the administrator.
You can configure the fail-back policy, as described above, per protocol and
LAN or client network.
CIFS Connections
The CIFS Connections page enables you to monitor current CIFS
connections. To manage CIFS connections, choose MonitorLoad
BalancingCIFS Connections. The CIFS Connection page is displayed.

Monitoring PowerVault NX3500 83
To disconnect a client from the CIFS protocol:
1
Select the check box beside the specific client.
2
Click
Disconnect
in the
Action
bar.
To disconnect all the connections for a specific controller:
1
Select the check box adjacent to the controller name.
2
Click
Disconnect
in the
Action
bar.
3
Click
Refresh
to update the information displayed.
Hardware
The System Validation page shows the current status of all components in
the PowerVault NX3500. It provides information about processors,
monitoring availability, NICs, IPMI, Ethernet bandwidth, BPS monitoring,
cabling connectivity, temperatures, memory, network statistics, and
Ethernet connectivity.
The Component Status page displays the current status of the PowerVault
NX3500. It provides information about status, internal hardware,
connectivity, and power for the two controllers.
Table 4-9. CIFS Connections
Field Description
Process ID The Client Connection ID.
User Name The domain and name of the user.
Client The client computer name.
Controller Name The controller that the client is connected to.
Login Time The connection time.

84 Monitoring PowerVault NX3500
Component Status
Viewing Detailed Status
To view additional details on the status of a specific controller, click the
controller whose information you want to view. The Controller Status page is
displayed. The following information is displayed for each controller.
Table 4-10. Controller Status Page
Field Description
Controller Displays the name of the selected controller.
Local IPMI Status Displays the status of the IPMI on the selected
controller.
Connectivity Status to Peer
IPMI
Indicates whether the IPMI on the peer controller
is accessible and responsive.
Number of CPUs Displays the total number of processors in the
controller, and indicates if any of the processors are
overheated.
NOTE: The total number of processors indicate the
single processor with four cores.
Number of Ethernet NICs Displays the total number of network ports in the
controller, and indicates if any ports do not have links.
UPS Battery [%] Displays the percentage of power stored in the BPS.
UPS Remaining Battery Time
[minutes]
Displays the time in minutes that the BPS can
support the system.

Monitoring PowerVault NX3500 85
Capacity
Space Utilization
The Space Utilization page displays the current space utilization and space
utilization over time. The screen shows five tabs, including the current and
four over time tabs: last day, last week, last month, and last year.
Current Tab
The Current tab displays a list of NAS volumes.
The last field of the NAS volume row displays a graph of the space utilization
for each one of the volumes.
The end of the table provides a summary (total) row with the total for
Allocated Space, Used Space, and Free Space.
The last row displays the total unallocated space. This is the space available
for creation of new NAS volumes.
Table 4-11. Current Tab
Field Description
NAS Volume The name of the NAS volume.
Allocated Space The space allocated for this NAS volume (GB).
Free Space Space allocated to NAS volumes but not yet in use
(GB).
Used Space Space allocated to NAS volumes and is in use (GB).
%Used by snapshot Percentage of used space assigned to snapshots.
Table 4-12. NAS Volume
Color Legend Description
Blue Used space
non-snapshot
Space allocated to the NAS volume and used for live
data.
Purple Used space
snapshots
Space allocated to the NAS volume and used for
snapshots.
Green Free space Space allocated to the NAS volume but not yet in use.

86 Monitoring PowerVault NX3500
Quota Usage
The Quota Usage page displays the quotas and usage of all users including
users for which no quota has been defined. It includes users that have been
removed from the system but still have usage.
To display the quotas usage, choose MonitorCapacityQuota Usage.
The Quota Usage page is displayed.
Replication
Active Remote Replication Jobs
The Active Remote Replication Jobs page enables you to monitor all active
tasks (jobs) in the cluster. In addition, you can view the list of job histories (all
non-active jobs that were executed on the cluster since the last installation).
To monitor and view jobs, choose MonitorNAS Replication.
The Active Remote Replication Jobs page is displayed.
Remote Replication Report
The Remote Replication Report page enables you to display all non-active
jobs that were executed on the cluster since the last installation.
To display the Remote Replication Report page, choose MonitorNAS
Replication.

Monitoring PowerVault NX3500 Events 87
5
Monitoring PowerVault NX3500
Events
You can monitor your Dell PowerVault NX3500 system by detecting normal
and abnormal events within your system using the Event Viewer utility. You
can use predefined queries to search for specific types of events such as
Current, Major-Critical, and Remote Replication.
To open the Event Viewer tab:
1
Click
Event Viewer
in the
Admin
tabs to access the
Event Viewer
page.
2
Choose an existing query, or create a query by clicking
Filter
in the
Action
bar.
The following are the default (predefined) queries:
•
Current:
Displays the most recent events.
•
Major-Critical:
Displays the events most crucial to the functioning of
the system.
•
Remote Replication:
Displays events related to backup of data.
When you click on a specific entry (row) in the Event Viewer page, an Event
Details window opens providing you with more information about this entry.
Here are the possible fields which could appear in a query.

88 Monitoring PowerVault NX3500 Events
Event Search
The Event Viewer search utility enables you to find specific information
about your PowerVault NX3500 in the system log. For example, if you want to
debug a certain component and would like to view all the messages regarding
that component. Other examples include searching for a string, or finding out
if a certain service is currently activated.
To search the Event Viewer, select a predefined query or create your own query:
1
Click
Search
in the
Action
bar.
The
Find
window is displayed.
2
In the
Find
box, type the word you would like to find (this is mandatory).
3
From the
in
drop-down list, select
All
to search all Event Viewer columns.
Alternatively, select a specific column to search only that column.
4
From the
Direction
option, select
Up
or
Down
, to search either up or
down the column(s).
5
Select the
Match case
check box if you would like your search to be case-
sensitive.
Table 5-1. Event Viewer
Field Description
Event ID The identification of event.
Severity The level of importance of the event.
Date The date when the event occurred.
Microseconds The time in microseconds the event
occurred after service start.
Subsystem The name of the subsystem on which the
event occurred.
Module The module which is involved in the event.
PID The process ID.
Cleared The event clear flag.
Context The context of the event.
Description A brief description about the event.

Monitoring PowerVault NX3500 Events 89
The search utility highlights the first event that matches the case within
the current page. If the query has more than one page, the search utility
will search only the active page. When you click on a specific entry (row)
in the Event list, an
Event Details
window opens providing you with more
information about this entry.
6
Click the
Find Next
button to find the next item in the
Event Viewer
list,
or click
Cancel
to exit the search utility.
Defining Queries
You can define several queries and search the PowerVault NX3500 log database
according to these queries to monitor your PowerVault NX3500 system.
To define queries, in the Action bar of the Event Viewer page click Filter. You
can modify, rename, or delete existing queries by selecting the specific query
and clicking the right mouse button.
The Create Query page includes the following tabs:
•
Display
: Provides filtering capabilities. For more information, see the
Online Help
.
•
Sort
: Enables you to sort the fields you previously selected in the
Display
tab. For more information, see the
Online Help
.
•
Filter
: Enables you to choose the fields for your query.
Follow the steps below to define a query:
1
Click
Run Query
to run the query.
A pop-up window prompts you to define the query name.
2
Click
Close
to close the
Create Query
window.

90 Monitoring PowerVault NX3500 Events

Using Volumes, Shares, and Quotas 91
6
Using Volumes, Shares, and Quotas
The User Access tab enables you to define and manage the PowerVault
NX3500 from the client perspective.
To access the User Access parameters, in the Admin tree, click the User
Access tab.
Table 6-1. User Access Parameters
NAS Volumes
A NAS volume is a subset of the storage pool, with specific policies
controlling its space allocation, data protection, and security style.
NAS volumes can be created and configured. Administrators can either create
one large NAS volume consuming the entire NAS Pool or multiple NAS
volumes. In either case you can create, resize, or delete these NAS volumes.
This section describes how an administrator allocates and deploys NX3500
storage using NAS volumes. In order to make NAS volumes available to users,
they must be shared (exported) separately. Users need to specifically mount
each share.
Field Description
NAS Volumes
Configuration
Allows you to add and delete NAS volumes.
Shares
NFS Exports
Displays the NFS exports for each NAS volume.
CIFS Shares
Displays the CIFS shares for each NAS volume.
Quota
Default
Allows you to set the default quota per user and group for
each NAS volume.
User Group
Displays the quota settings for user and group quota.

92 Using Volumes, Shares, and Quotas
Figure 6-1. NAS Volumes
Storage Pool: Before
Storage Pool: After
Volume 2
Volume 1
Volume 0
NTFS security style for
Windows clients
Snapshots twice a day
No backup
Quota limits per user
UNIX security style for UNIX
clients
No snapshots
Backup
No Quota limits
Mixed security style for most
clients
Snapshots one per hour
Backup
Quota limits

Using Volumes, Shares, and Quotas 93
Usage Considerations
Choosing to define multiple NAS volumes enables administrators to apply
different management policies such as, Backup, Snapshots, Quotas, and
Security Style to their data. Without regard to the strategy used, the storage is
managed as one storage pool and free space can easily be migrated between
NAS volumes, by changing the NAS volume's allocated space.
Consider the following factors before choosing a strategy:
• General requirements
– NAS volumes are logical; they can be easily created, deleted or
modified (increased or decreased) based on the system capacity.
– The NAS volume name should not contain more than 230 characters.
It should contain only letters, digits and underscores (_) and should
begin with either a letter or an underscore.
– You can create as many virtual volumes as you want, but the total
capacity cannot exceed the total storage capacity.
– A single volume can occupy data of various types, by defining multiple
shares on the volumes.
– You can resize a virtual volume after creating it.
– The minimum size of a NAS volume is 20MB (or if the volume has
already been used, the minimum size is the stored data).
– The maximum size of a NAS volume is the remaining unallocated space.
• Business requirements—A company or application requirement for
separation or for using a single volume should be considered. NAS volumes
can be used to allocate storage for departments on demand, using the
threshold mechanism to notify departments when they approach the end
of their allocated free space.
• Snapshots—Each NAS volume can have a dedicated snapshot scheduling
policy to best protect the type of data it stores.
• Security style—In multiple protocol environments, it may be beneficial to
separate the data and define NAS volumes with UNIX security style for
UNIX-based clients, and NTFS for Windows-based clients. This enables
the administrator to match the security style with business requirements
and various data access patterns.

94 Using Volumes, Shares, and Quotas
• Quotas—Quotas are also defined per NAS volume. Different quota
policies can be applied to different NAS volumes, allowing the
administrator to focus on managing quotas when it is appropriate.
Some of the usage examples are copy operations, list operations, and move
operations. Table 6-2 provides an example of an organization that has various
departments and how NAS volumes can be created. The right solution
depends on the customer’s requirements because NAS volumes are flexible
and they can be expanded and reduced on demand.
Solution 1
Create five NAS volumes based on the departments. The administrator
logically breaks up the storage and the management into functional groups.
In this scenario, the departmental requirements are quite different and
supports the design to logically create NAS volumes along department lines.
Table 6-2. NAS Volume Example
Department Preferred
Access
Management
Control
Snapshots Replication Backup CIFS or NFS
Clients and
R/W Mix
(Common is
80/20)
Hourly Change %
of Existing Data
(1% And Above is
High)
Post
Production
NFS Hourly No Weekly 20–20/80 1%
Administration
and Finance
CIFS No No Weekly 10–50/50 None
Broadcast Mixed No No Weekly 10–90/10 None
Press CIFS Daily No No 5–10/90 5%
(approximately)
Marketing CIFS Daily Yes No 5–50/50 None

Using Volumes, Shares, and Quotas 95
This solution provides the following advantages:
• It is logically easy to manage the NAS volumes.
• The NAS volumes are created to match the exact needs of the department.
The disadvantage of this option is that the NAS volumes become difficult to
manage if the number of departments in the organization increases.
Solution 2
Group departments that have similar security requirements into NAS
volumes. The administrator creates three NAS volumes, one for NFS, one for
CIFS, and another for mixed. The advantage is that the NAS volumes work
separately between Windows and Linux. This solution has the following
disadvantages:
• All files in a NAS volume are backed up.
• Unwanted services may be provided to certain departments. If a CIFS
volume is created to backup data for the administration and finance
departments, the press and legal departments will also get backups even
though they do not require it.
Solution 3
NAS volumes can also be created based on the feature. The disadvantage of
this solution is that user mapping is required. A user needs to choose one
security style, either NTFS or UNIX, and based on the security style chosen
the correct mapping for other users is set.
Managing NAS Volumes
You can view the current status of all NAS volumes, add new NAS volumes,
and remove or modify existing NAS volumes.
To view the currently defined NAS volumes, select User Access NAS
Volumes Configuration. The NAS volumes list is displayed.

96 Using Volumes, Shares, and Quotas
Adding a NAS Volume
To add a NAS volume:
1
Click
Add
in the
Action
bar above the NAS volumes list.
The
Add NAS Volume
page is displayed.
2
Enter the new NAS volume parameters and click
Save Changes
to create
the NAS volume.
NOTE: Click Revert to restore default properties.
Modifying a NAS Volume
To modify the parameters of a specific NAS volume:
1
Click a specific NAS volume in the NAS volume list.
The properties of the selected NAS volume are displayed.
2
Change the parameters as required and click
Save Changes
.
NOTE: If you change the allocated space for the NAS volume, the new allocation is
bound by its used space (minimum) and the available space in Dell PowerVault
NX3500 (maximum).
NOTE: NFS Exports, CIFS Shares, NAS Replication, or any reference to the NAS
volume to be deleted must be removed before successful deletion of a NAS volume.
Removing a NAS Volume
To remove a NAS volume:
1
Ensure that the NAS volume is not mounted and warn relevant users they
will be disconnected.
2
Select the specific NAS volume in the NAS volumes list and click
Delete
in the
Action
bar. The selected NAS volume is deleted.
NOTE: Deleting a NAS volume will delete all the NAS volume's files and directories
as well as its properties, that is, shares, snapshots definitions, and so on. Once
deleted, the NAS volume cannot be restored unless it is redefined and restored
from backup.
The space used by this deleted NAS volume is reclaimed in the background.
NOTE: It is recommended that you define a new NAS volume after brief period of time.

Using Volumes, Shares, and Quotas 97
Shares and Exports
User access to volume space is done by sharing directories using NFS exports
and CIFS shares.
Managing NFS Exports
NFS exports provide an effective way of sharing files and data across UNIX/Linux
networks. NFS clients can only mount directories that have been exported.
To manage the NFS exports list, from the User Access tab, under Shares,
select NFS Exports. The NFS Exports page is displayed, and displays the list
of currently defined NFS exports.
Adding an NFS Export to PowerVault NX3500
To add an NFS export:
1
Click
Add
on the
Action
bar.
The
Add NFS Export
page is displayed. It consists of two tabs,
General
and
Advanced
.
2
Enter the new export properties and click
Save Changes
to save the
export parameters.
NOTE: Click Revert to restore the default parameters.
Modifying an NFS Export
To modify the parameters of a specific NFS Export in the NFS Exports list:
1
Select the NFS Export you want to edit by clicking its name in the list.
The
Edit NFS Export
page is displayed.
2
Modify the parameters as required.
This page contains the same fields and tabs as the
Add NFS Export
page.
3
Click
Save Changes
to modify the export according to your changes.
NOTE: Click Revert to restore the previously saved parameters.

98 Using Volumes, Shares, and Quotas
Removing an NFS Export
To remove an NFS Export do the following:
1
Select the check box next to the NFS Export you want to remove.
2
Click
Delete
in the
Action
bar.
Access Using NFS
From a shell on a client system, use the su command to log in as root and type
the following command:
mount -o rw,bg,hard,nointr,tcp,vers=3,timeo=
2,retrans=10,rsize=32768,wsize=32768
<client_access_vip>:/<exported_folder>
local_folder
NOTE: The above parameters are the recommended parameters. It is
possible to change the protocol from tcp to udp, and the NFS version from 3 to 2.
To allow a UDP connection, you can configure the firewall settings in two
primary ways:
• Adjust the firewall settings so that the source IP address comes from either
of the two controllers and not the client VIP.
• Open the port range for UDP to allow ports as follows:
For TCP connections, no special settings are needed. Adjust the firewall
settings to let any communication pass along the TCP connection.
Service Name FluidFS Port
portmap 111
Statd 4000 through 4008
Nfs 2049 through 2057
nlm (lock manager) 4050 through 4058
mount 5001 through 5009
quota 5051 through 5059

Using Volumes, Shares, and Quotas 99
Managing CIFS Shares
CIFS shares provide an effective way of sharing files and data across a
Windows network.
Viewing the Properties and Status of CIFS Shares
To view information on the existing CIFS shares:
1
Click
User Access
Shares
CIFS Shares
.
2
Select a specific NAS volume or all NAS volumes from the
Show CIFS
Shares for NAS Volumes
list.
Adding a CIFS Share
To add a CIFS share:
1
Click
User Access
Shares
CIFS Shares
.
2
On the
CIFS Share
page, click
Add
.
3
Click
General
to define general CIFS share parameters.
4
Click
Advanced
to define advanced CIFS share parameters.
5
In the
General
tab, if you have selected the option
Files should be
checked for viruses
, click
Antivirus
, and define the antivirus policy.
6
Click
Save Changes
to save the share parameters.
NOTE: Click Revert to restore default parameters.
NOTE: Do not attempt to create a CIFS share using the Microsoft
Management Console (MMC). Use MMC only to set share level permissions
(SLPs). See "Setting Access Control Lists and Share Level Permissions on
FluidFS" on page 100.
Modifying a CIFS Share
Once you determine whether a CIFS share is a general access directory or
user-based directory, you cannot change this setting. However, you can change
the parameters of the general access or user-based directory settings.
To modify the parameters of a specific CIFS share:
1
Click on the CIFS share that you want to edit.
2
In the
Edit CIFS Share
page, click
General
to modify general CIFS share
parameters.

100 Using Volumes, Shares, and Quotas
3
Click
Advanced
to modify advanced CIFS share parameters.
4
In the
General
tab, if you have selected the option
Files should be
checked for viruses
, click
Antivirus
and modify antivirus policy.
5
Click
Save Changes
to save the share parameters or click
Revert
to restore
the previous parameters.
Setting Access Control Lists and Share Level
Permissions on FluidFS
This section provides information about setting up access control lists
(ACLs) and share level permissions (SLP) on Fluid File System (FluidFS). It
is recommended that a Windows administrator follow the best practices as
defined by Microsoft.
Both ACLs and SLPs are supported by FluidFS. However, SLPs are limited as
they only address full control, modify and read rights for any given user or group.
CIFS Storage Administrator Account
A built-in local CIFS storage administrator account serves the primary
purpose of setting ownership of the CIFS share. The account can also be used
to set ACLs when the NAS service is not joined to an Active Directory
domain. This built-in account has a randomly generated password for security
purposes. You must change this password before attempting to set any ACLs
or SLPs.
Active Directory Configuration
FluidFS has the ability to join an Active Directory domain. This can be done
using the NAS Manager or the CLI. For more information, see "Configuring
the Active Directory Service" on page 133.
Setting ACLs or SLPs on a CIFS Share
The first time a CIFS share is created, the owner of the share must be
changed prior to setting any ACLs or attempting to access this share. If the
PowerVault NX3500 is joined to an Active Directory domain, the following
methods can be used for setting ACLs:
• Using an Active Directory domain account that has its primary group set as
the Domain Admins group.

Using Volumes, Shares, and Quotas 101
• Mapping a network drive to the CIFS share where ACLs are intended to
be set.
To use an Active Directory domain account that has its primary group set as
the Domain Admins group:
1
Open Windows Explorer. In the address bar type,
\\<Management
Vip>\C$
.
This gives you complete access to all NAS volumes and their CIFS shares.
The NAS volume is represented as a folder.
2
Navigate to this folder and a list of all CIFS shares for this NAS volume is
displayed as folders. Right-click a CIFS share (folder) and select
Properties
from the popup menu.
3
Click the
Security
tab and click
Advanced
.
4
Click the
Owner
tab and then click the
Edit
tab.
5
Click
Other users or groups…
,and choose a user account that is a part of
the domain administrators user group or any other global group that has
the rights to set ACLs.
6
Ensure that
Replace owner on subcontainers and objects
is selected and
click
Apply
.
7
Click
Ok
and return to the
Advanced Security Settings
window.
You can now select the
Permissions
tab and follow Microsoft best practices
to assign ACL permissions to users and groups accordingly.
NOTE: If you have both CIFS shares and NFS shares defined on the same
NAS volume, you will see both the NFS and CIFS shares contained within as
folders. Attention should be given when setting ownership and setting ACLs
that this is done on a CIFS share and not an NFS export.
To map a network drive to the CIFS share where ACLs are intended to be set:
1
Select
Connect using a different user name
. When prompted, use the
following credentials:
<NetBios Name of NX3500>\Administrator
By default, the NetBios name is
CIFSStorage
. If it has not been changed,
enter,
CIFSStorage\Administrator
.
NOTE: You can change the NetBios name in the NAS Manager by navigating
to System ManagementAuthenticationSystem Identity.

102 Using Volumes, Shares, and Quotas
2
Follow the previous set of instructions to set the owner of the CIFS share
to either a domain admin user account or the Domain Admins group.
3
After the owner is set, unmap the network drive.
4
Remap the network drive using an account that is a part of the domain
administrators user group that ownership was set to previously. Follow
Microsoft best practices and assign ACL permissions to users and
groups accordingly.
If the NAS service is not joined to an Active Directory domain, the built-in
CIFS administrator account Administrator must be used to set any ACLs. To
define SLPs, use MMC.
NOTE: Do not attempt to create a CIFS share using Microsoft Management
Console (MMC).
Access Using CIFS
Mapping From Microsoft Windows
Microsoft Windows offers several methods to connect to CIFS shares.
To map from Windows, select one of the following options:
Option 1
Open a Command prompt and execute the net use command:
net use <drive letter>: \\<netbios name>\<share name>
Option 2
1
From the Start menu, select
Run
.
The
Run
window is displayed.
2
Type the path to the PowerVault NX3500 share to which you want to connect:
\\Client Access VIP >\<share name>.
3
Click
OK
.
The
Explorer
window is displayed.

Using Volumes, Shares, and Quotas 103
Option 3
1
Open
Windows Explorer,
choose
Tools
Map Network Drive
.
The
Map Network Drive
dialog box is displayed.
2
From the
Drive
drop-down list, select any available drive.
3
Type the path in the
Folder
field or browse to the shared folder.
4
Click
Finish
.
Option 4
NOTE: This option lets you connect to the share but not map to it.
1
On Windows
Desktop
, click on
Network neighborhood
, and locate the
PowerVault NX3500 server.
2
Select the PowerVault NX3500 server, double click on it.
3
From the
CIFS shares
list, select the share that you want to connect to.
Configuring CIFS Shares Level Permissions
Configuring CIFS Share Level Permissions (SLP) can only be done using the
Microsoft Management Console (MMC).
Administrators can use a predefined MMC file (.msc) from Windows Server
2000/2003/2008 start menu and add a shared folder snap-in to connect to
PowerVault NX3500 cluster.
The MMC does not let you chose which user to connect with to a
remote computer.
By default it will use the user logged on to the machine to form the connection.
To use the correct user in the MMC connection:
• If the PowerVault NX3500 you are trying to manage is joined to an Active
Directory, log in to the management station with
<
domain
>\Administrator
.
• Before using MMC, connect to PowerVault NX3500 by using the client
access Virtual IP address in the address bar of windows explorer. Log in
with the administrator account and then connect to MMC.
If you are doing the latter, you may need to reset the local administrator
password first. See "Resetting Local Administrator Password" on page 104.

104 Using Volumes, Shares, and Quotas
If there are no predefined MMC files:
1
Click
Start
Run
.
2
Ty p e
mmc
and click
OK
.
3
Click
File
Add/Remove Snap-in
.
4
Select
Shared Folders
and click
Add
.
5
In the
Shared Folders
window, choose
Another computer
and type your
PowerVault NX3500 system name (as configured in the DNS).
Alternatively, you can use the Client Access VIP address.
6
Click
Finish
.
The new shares tree is displayed in the
Console Root
window.
7
Right-click on the required share, and choose
properties
to set share level
permissions.
8
In the
Share Properties
window, choose the
Share Permission
tab.
Removing a CIFS Share
To remove a CIFS share:
1
Select the check box next to the CIFS share that you want to remove.
2
Click
Delete
in the
Action Bar
.
NOTE: Removing a CIFS share does not remove the files and folders. To understand
how to manage this optimally, see "Setting Access Control Lists and Share Level
Permissions on FluidFS" on page 100.
Resetting Local Administrator Password
NOTE: During installation a random password is generated. Reset the password.
To reset the local administrator password:
1
Log in to the NAS Manager.
2
System Management
Authentication
Local Users
.
3
Choose
Administrator
user.
4
Choose
Change password
.
You can now use the Administrator user to browse in MMC as described
above. This is also referred to as the local CIFS administrator.

Using Volumes, Shares, and Quotas 105
Quotas
This section details managing PowerVault NX3500 Quotas for a user, or a
group on a specific volume. Quota values always relate to a specific volume
and are specified in units of MB.
Default Quotas
To manage the default quotas of a volume, choose User AccessQuota
Default.
The Default Quota page is displayed with a drop down dialog for each volume.
The following information is provided for each entry:
The default quota can be overridden by user specific or group specific quotas.
User or Group Specific Quotas
To add, edit, or delete a specific user or group quota, choose User Access
QuotaUser/Group.
The User/Group Quota page is displayed with a drop down dialog for each
volume. User/Group specific quotas override default quotas. All quota rules
are applied only to the specific NAS volume selected.
Table 6-3. Default Quotas
Field Description
NAS volume The NAS volume to set a default quota rule.
Default quota per user The amount in MB a user is limited to or unlimited.
Alert administrator when
quota reaches
The amount in MB when an alert is sent to the
administrator or disabled.
Default quota per group The amount in MB a group is limited to or unlimited.
Alert administrator when
quota reaches
The amount in MB when an alert is sent to the
administrator or disabled.

106 Using Volumes, Shares, and Quotas
Quota Types
•
User
—Per user quota.
•
All of group
—Total quota of the entire group.
•
Any user in group
—Per user quota for any user that belongs to the group.
Adding a Quota
To add a quota:
1
Click
Add
in the
Action
bar to add a user or group quota.
The
Create Quota
page is displayed.
2
Select the volume and quota type and fill in the relevant entries
where required.
3
Click
Save Changes
to save the new quota definition.
4
Click
Revert
to restore the default parameters.
Modifying a Quota
To modify an existing quota:
1
Click the specific
Group/User
in the
User/Group Quota
page.
The
Edit Quota
page is displayed.
2
Modify the quota rules as desired and click
Save Changes
.
Deleting a Quota
To delete a quota rule:
1
Select the check box next to the specific quota rule.
2
Click
Delete
in the
Action
bar.
The selected quota rule is deleted from the list.

Protecting Data on PowerVault NX3500 107
7
Protecting Data on PowerVault
NX3500
Data protection is an important and integral part of any storage
infrastructure. The data on your PowerVault NX3500 can be protected in a
number of ways such as replication, backing up of data using a Data
Management Application (DMA) and so on.
This chapter explains how to set up and manage replication on a Dell PowerVault
NX3500 system or multiple PowerVault NX3500 systems. It also describes how to
back up and restore data, and protect your data against virus attacks.
Table 7-1. Data Protection Options
Field Description
SnapShots
Policies
Allows you to view or modify the snapshot policy and
schedule of a NAS volume.
List
Displays the snapshots for the NAS volumes.
Restore
Allows you to restore a NAS volume to its exact
contents when a snapshot was taken.
Replication
Replication Partners
Displays the trusted systems defined as replication
partners.
NAS Replication
Allows you to add the replication policy and schedule of
NAS volumes.
NDMP
NDMP Configuration
Allows you to enable backups, add and delete backup
server; change backup password, username, and NDMP
client port.
NDMP Active Jobs
Displays all the active backup and/or restore jobs.

108 Protecting Data on PowerVault NX3500
Replication
Replication is used in various scenarios to achieve different levels of data
protection. Some of these include:
• Fast backup and restore: Maintain full copies of data for protection against
data loss, corruption, or user mistakes.
• Disaster recovery: Mirror data to remote locations for failover.
• Remote data access: Applications can access mirrored data in read-only or
read-write mode.
• Online data migration: Minimize downtime associated with data migration.
NAS Replication
Replication leverages the snapshot technology in the PowerVault NX3500 file
system. After the first replication, only deltas are replicated. This allows for
faster replication and efficient use of the CPU cycles. It also saves on storage
space while keeping data consistent.
Replication is volume based and can be used to replicate volumes on the
same PowerVault NX3500 system (see Figure 7-1) or a volume on another
PowerVault NX3500 system (see Figure 7-2). When replicating a volume to
another PowerVault NX3500 system, the other system must be setup as a
replication partner.
Once a partner relationship is established, replication is bi-directional. One
system could hold target volumes for the other system as well as source
volumes to replicate to that other system. Replication data flows through a
secure ssh tunnel from system to system over the client network.
A replication policy can be setup to run on various schedules as well as on
demand. All system configurations (user quotas, snapshot policy, and so on)
are stored on each volume. When a volume is replicated, the target volume
holds identical information. When removing a replication policy, an option is
provided for transferring the volume configuration.
Antivirus
Antivirus Hosts
Allows you to add and delete anti-virus hosts and
corresponding ICAP port.
Field Description

Protecting Data on PowerVault NX3500 109
Figure 7-1. Local Replication
Figure 7-2. Partner Replication
Activating Replication
After purchasing a key, customers can activate replication using the
following syntax:
system general licensing set replication XXXXXXX
Source Volume
(RW)
Target Volume
(RO)
Target Volume
(RO)
Source Volume
(RW)
LAN or Client
Network

110 Protecting Data on PowerVault NX3500
Setting Up a Replication Partner
From the NAS Manager, navigate to Data ProtectionReplication
Replication Partners.
From the Action bar, click Add and enter the NAS management VIP for the
remote partner you would like to replicate to. Add the credentials of an admin
on the remote system to add the partner. On the remote system, the source
system now becomes a partner as well. This is a bi-directional replication
trust. Source volumes and target volumes can be located on either system.
Adding a Replication Policy
From the NAS Manager, navigate to Data ProtectionReplicationNAS
Replication.
Add a policy by clicking the Add button. A policy can be a local volume
replication or a remote volume replication. For local replication, choose
localhost as the destination system.
Managing Replication Policies
To manage a replication policy (either local or remote), access the NAS Manager
or the CLI. A schedule can be set to hourly, daily, or weekly intervals. You can also
choose to replicate a volume on demand. Since replication may slow down client
traffic, it is recommended to stagger the replication schedules or set the
replication time during a time when the system is not under heavy load. When a
policy is active, the target volume is read-only to all clients. No writes can occur to
this target volume as it is a mirror of the source volume.
From the NAS Manager, navigate to Data ProtectionReplicationNAS
Replication.
Click on the hyperlink in the source system to modify a replication policy or
click Add to create one.
Deleting a Replication Policy
When deleting a replication policy, both volumes contain the system
configuration of the source system. It is optional to transfer the source system
configuration to the target system volume. This configuration includes users,
quotas, snapshot policies, security style and other properties. Check the
appropriate check box when deleting to transfer all properties. This option is
useful in disaster recovery.

Protecting Data on PowerVault NX3500 111
NOTE: If the replication policy is deleted from the target volume’s system, a
warning is issued and the policy must be deleted from the source system as well.
From the NAS Manager, navigate to Data ProtectionReplicationNAS
Replication.
Click on the hyperlink on the source system to modify a replication policy.
Removing a Replication Partner
When deleting a replication partner, make sure both systems are up and
running. If one of the systems is down or unreachable, a warning message is
displayed. This warning is for information only. Once the system that is
unreachable or down comes back up, the replication partner must be deleted
from that system. If both systems are up, the replication partner is deleted on
both systems.
From the NAS Manager, navigate to Data ProtectionReplication
Replication Partners.
Select the check box next to the relevant Replication Partner Name and
click Delete.
Managing Snapshots
Snapshots
Snapshot technology creates a point in time backup of the data that resides
on a volume. There are various policies that can be set for creating a snapshot.
These policies include when a snapshot is to be taken, how many snapshots to
keep, and how much NAS volume space can be used before snapshots are
deleted. Snapshots are based upon a change set. When the first snapshot of a
NAS volume is created, all snapshots created after the baseline snapshot is a
delta from the previous snapshot.

112 Protecting Data on PowerVault NX3500
Activating Snapshots
Snapshots are a licensed feature. Customers are provided a key to activate
snapshots using the CLI. The syntax is as follows:
system general licensing set snapshots XXXXXXX
Creating a Snapshot (Without a Policy)
To create a snapshot:
1
In the NAS Manager, navigate to
Data Protection
Snapshots
List
.
2
Create a snapshot by clicking the
Create
button.
3
Choose the NAS volume from the drop-down menu and give the snapshot
a unique name.
Adding or Modifying a Snapshot Policy
From the NAS Manager, navigate to Data ProtectionSnapshotsPolicies.
Add or modify a snapshot policy by selecting the appropriate NAS volume
from the dropdown menu. There are several options on this page.
•
Alert Administrator:
Sends an alert to the administrator when the
snapshot space reaches a certain percentage of the total volume size.
•
Periodic, Hourly, Daily, or Weekly:
These options can be combined to set
particular schedules. Also, each option has a number of snapshots to keep.
Therefore, it is advised to keep this number as low as possible since
creating snapshots impact system performance.
Accessing Snapshots
Once the snapshot is created, you can access a special folder from Export
or Share.
Access the special folder from UNIX under the directory called .snapshots
under each NFS Export.
Access the special folder from Microsoft Windows under the directory
.snapshots under each Share. (This integrates into Shadow Copies and
enables previous versions.)

Protecting Data on PowerVault NX3500 113
Snapshots retain the same security style as the Active file system. Therefore,
even using Snapshots, users can access only their own files based on existing
permissions. The data available when accessing a specific Snapshot is at the
level of the specific share and its subdirectories, ensuring that users cannot
access other parts of the file system.
Restoring Data
You can restore data in two ways:
• Copying and pasting: Individual file restores
If you have accidentally deleted or modified a file and would like to restore
it, access the snapshot directory located in the current NFS Export or
Share, find the requested snapshot (according to its time of creation) and
copy the file to its original location. This method is useful for the day-to-
day restore activities of individual files.
• Restoring a NAS Volume from a Snapshot
If you need to restore an entire volume (in case of application error or virus
attacks), where copy and paste of huge amounts of data takes a lot of time,
the entire NAS Volume can be restored.
Restoring a NAS Volume From a Snapshot
1
From the NAS Manager, navigate to
Data Protection
Snapshots
Restore.
2
Choose the NAS volume to be reverted and a snapshot revision name to
revert to.
All data written to the volume after the reverted snapshot was taken is
deleted. A snapshot taken of the volume after the reverted snapshot is
deleted as well.
Deleting a Snapshot
From the NAS Manager, navigate to Data ProtectionSnapshotsList.
Click on the check box next to the snapshot name you wish to delete and
then click the Delete button.

114 Protecting Data on PowerVault NX3500
Backing Up and Restoring Data
It is recommended that you back up your data in regular intervals.
The PowerVault NX3500 system supports backup and restore using Network
Data Management Protocol (NDMP). An NDMP agent installed on the
PowerVault NX3500 ensures that stored data can be backed up and restored
using an industry-standard Data Management Application (DMA) that
supports NDMP protocol, without needing to install vendor-specific agents
on the NAS appliance.
In order to perform backup and restore operations, a DMA needs to be
configured to be able to access the NAS appliance using the LAN or client
network. PowerVault NX3500 does not use a dedicated address for backup
operations, any configured LAN or client network address can be used for
backup and restore operations.

Protecting Data on PowerVault NX3500 115
Figure 7-3. Backing Up and Restoring Data
Peer Connection
(Internal Network A)
Client Network
Management Connection
From MD Array
iSCSI Network
(Internal Network B)

116 Protecting Data on PowerVault NX3500
NDMP backups on PowerVault NX3500 are performed using the LAN or
client network. The DMA should be configured to access one of the client
VIPs (or a DNS name) of the PowerVault NX3500 cluster.
The PowerVault NX3500 does not support a dedicated backup IP address
configured on LAN or client network. All Virtual IPs configured on the LAN
or client network can be used by backup software to take backups and
perform restores.
The PowerVault NX3500 NAS system provides a generic user interface to
enable the NDMP agent and is programmed to work independent of the
installed NDMP agent.
Supported Applications
The PowerVault NX3500 is certified to work with the following DMAs:
• Symantec BackupExec 2010R3
• Symantec NetBackup 7.0 or later
• CommVault Simpana 9.0 or later
Enabling NDMP Support
To enable NDMP support:
1
From the NAS Manager, click
Data Protection
NDMP
NDMP
Configuration
.
The
NDMP Agent Configuration
page is displayed.
2
Select
Enable NDMP
.
3
Enter the IP address of the DMA server.
NOTE: DNS names are not supported.
4
Click
Save Changes
.

Protecting Data on PowerVault NX3500 117
Changing NDMP Password
User name and password are required when configuring an NDMP server in
the DMA. The username is backup_user and cannot be changed.
To change the NDMP password:
1
Click
Data Protection
NDMP
NDMP Configuration
.
2
Click
Change Backup User Password.
3
Enter
admin
password and the new password for backup_user.
4
Click
Save Changes
.
Modifying DMA Servers List
In order to take an NDMP backup of the PowerVault NX3500 NAS system, the
Backup Application server must be included in the whitelist of the DMA servers.
To add a DMA server to the list:
1
Click
Data Protection
NDMP
NDMP Configuration
.
2
Type the IP address of the DMA server in the empty DMA Server field.
DNS names are not supported.
3
Click
Save Changes
.
4
If no empty fields are available, click
Add DMA Server
button on the
Action
tab and go to step 2.
To remove a DMA server from the list:
1
Click
Data Protection
NDMP
NDMP Configuration
.
2
Select the check box next to the DMA server you would like to remove.
3
Click
Remove DMA Server
on the
Action
bar.
NOTE: Removing the DMA server from the whitelist does not interrupt backup-
restore operation already in progress to/from that DMA server.

118 Protecting Data on PowerVault NX3500
Specifying NAS Volume for Backup
Most Backup Applications automatically list the available volumes to backup.
In Symantec NetBackup 7.0 you can manually type in the volume path.
The PowerVault NX3500 system exposes backup volumes at the following
path: /mnt/backup/<NASVolumeName> where <NASVolumeName> is the
exact name as it appears in the user interface.
Displaying Active NDMP Jobs
All backup or restore operations being processed by the PowerVault NX3500
can be seen on the NDMP Active Jobs page, under Data Protection
NDMP or MonitorNDMP.
For each session, the following information is displayed.
•
Session ID
: The unique identifier for this session.
•
Initiator DMA
: DMA IP address that initiated this session.
•
Controller
: Which controller is processing the session.
•
Started On
: Timestamp of session creation.
•
Path
: What path is being backed up or restored by the session.
•
Job Type
: Type of a session. Valid types are DATA_RESTORE and
DATA_BACKUP.
Terminating an Active NDMP Job
You can terminate an active NDMP job. To terminate an active NDMP job:
1
Go to the NAS Manager and select
Data Protection
NDMP
NDMP
Active Jobs
.
2
Select the check box next to the session to be terminated.
3
Click
Kill Active NDMP Job
.
Multiple sessions may be selected at a time.

Protecting Data on PowerVault NX3500 119
NDMP Design Considerations
• Use DNS name for the NDMP server when setting up backup in DMAs, so
that load-balancing is used.
• Limit the number of concurrent backup jobs to one per controller to make
data transfer quick.
• Your solution supports only a three-way backup, wherein the DMA server
mediates the data transfer between NAS appliance and storage device.
Make sure the DMA server has enough bandwidth.
Using Antivirus Applications
Overview
Dell PowerVault NX3500 contains integration with industry standard
ICAP-enabled antivirus software to ensure files written from CIFS clients are
virus-free.
Supported Applications
The antivirus host must run Symantec ScanEngine 5.2, which is
ICAP-enabled.
Adding Antivirus Hosts
To enable the Antivirus option:
1
Click
Data Protection
Antivirus
Antivirus Hosts.
The
Antivirus host configuration
page is displayed.
2
Enter the Antivirus host IP addresses and the port numbers for all
antivirus hosts.
3
Click
Save Changes
.

120 Protecting Data on PowerVault NX3500
Enabling Antivirus Support Per CIFS Share
Antivirus support is available on per-CIFS share basis.
1
Click
User Access
Shares
CIFS Shares
.
2
Click on the CIFS share you would like to enable AV support for.
3
Select
Files should be checked for viruses
at the bottom of the page.
4
Click the
Antivirus
link that is displayed on top of the page next to
General
and
Advanced
.
5
Configure the behavior for handling virus-infected files (Optional).
6
Configure which files should be checked for viruses (Optional).
7
Configure the exclusion list (Optional).
8
Click
Save Changes
.

Managing the PowerVault NX3500 121
8
Managing the PowerVault NX3500
You can view and set general system information, configure the file system
and network parameters and set the required protocols through the System
Management tab. In addition, you can also configure the authentication
settings.
To access the System Management options, launch the Dell PowerVault NAS
Manager. Click the System Management tab. The General Information page
is displayed.
Table 8-1. System Management Options
Field Description
General
Systems Information
Shows system version, system ID, and system name.
Administrators
Allows you to add, delete, and remove locks on
administrators.
Time Configuration
Allows you to define the time zone, the NTP server, and
the current date and time.
Network
Network Configuration
Allows you to define the IP address of your default
gateway, LAN or Client MTU, and load balancing
method.
Subnets
Allows you to add, edit, and delete subnets.
Client Connections
Displays connections for each protocol and controller.
Allows migration of user connections to a controller.
DNS Configuration
Allows you to define the DNS server IP address and suffix.
Static Routes
Allows you to add static routes.
Protocols
CIFS Configuration
Allows you to configure your CIFS protocol; the way
users’ identities are authenticated, DOS code page and
UNIX character set.

122 Managing the PowerVault NX3500
Authentication
Identity Management
Database
Allows you to define the UNIX identity database, the
NIS domain, the NIS servers, or LDAP configuration.
System Identity
Allows you to define the system name, the netbios
name, the fully qualified domain name, domain
controller or workgroup name.
Local Users
Allows you to add, edit, and delete local users.
Local Groups
Allows you to add, edit, and delete local groups.
User Mapping
Allows you to select whether to automatically map
users in Active Directory to users in the UNIX user
repository and vice versa. Lets you map a guest account.
Monitoring Configuration
Email Configuration
Allows you to setup event e-mails, define the e-mail
address, define the maximum e-mail size and
maximum time to wait.
SNMP Configuration
Allows you to define system contact, system location, read
community, trap recipient, and minimum trap severity.
Maintenance
System Stop/Start
Allows you to start, stop or perform an orderly
shutdown of system.
Restore NAS Volume
Configuration
Allows you to restore the NAS volume configuration
after selecting which parameters should be restored.
Restore System
Configuration
Allows you to restore the NAS system configuration
after selecting which system-wide parameters should
be restored.
Start Configuration
Wizard
Allows you to run the configuration wizard which
guides you through the steps of integrating the NAS
system into your environment.
File System Format
Runs discovery of controllers, assigned LUNs, and
allows you to format the LUNs.
Add LUNs
Runs discovery of controllers, assigned LUNs, and
allows you to add LUNs to the system.
Table 8-1. System Management Options
(continued)
Field Description

Managing the PowerVault NX3500 123
Managing the System
You can perform management operations on the cluster using the NAS Manager.
A NAS Management virtual IP address is required in order to access the NAS
Manager. This IP address allows you to manage the cluster as a single entity.
Additional IP addresses are required for both the individual controllers in the
system and for the system. These IP addresses must not be accessed by
clients directly.
Managing Client Access
The Subnets page enables you to set one or more virtual IP addresses through
which clients access the system's shares and exports. If your network is routed,
it is recommended to define more than one virtual IP address.
You can define multiple subnets to allow clients to access the PowerVault NX3500
directly and not through a router. Configure a single name on your DNS servers
for each subnet, to enable load-balancing between these IP addresses.
NOTE: All the virtual IP addresses must be valid IP addresses on the networks
allocated by the site system administrator.
The Subnets page also lets you update the IP address ranges used internally
by the system, for management and interconnect purposes.
You can view the current configuration of the system subnets, add new subnet
information, and remove or modify existing subnets. Configure a single name
on your DNS servers for each subnet, to enable load balancing between these
IP addresses.
The total number of NAS service IP addresses depends on the bonding mode
for the NAS service:
• For Adaptive Load Balancing (ALB), specify two IP addresses multiplied
by the number of NAS nodes. For PowerVault NX3500 NAS service, specify
four NAS service IP addresses.
• For LACP (IEEE 802.3), specify one IP address multiplied by the number
of NAS nodes. You need only one IP address for each node because the two
client network interfaces in each node are bonded together. For PowerVault
NX3500 NAS service, specify two NAS service IP addresses.

124 Managing the PowerVault NX3500
NOTE: If you choose LACP, ensure you configure the LACP bond in client switches.
Create an LACP bond for the switch ports to which the two client interfaces of a
node are connected and repeat this procedure for each node.
Viewing the Defined Subnets
To view the defined subnets, click System ManagementNetwork Subnets.
Modifying a Subnet
To modify a subnet:
1
Select a specific subnet in the subnets list.
The properties of the selected subnet are displayed.
2
Change the parameters as required.
3
Click
Save Changes
to save the NAS volume parameters, or click
Revert
to
restore the previously saved properties.
NOTE: You cannot rename the Primary subnet, or any internal subnet (Interconnect
and Management). If you need to update the IP addresses of an internal subnet, you
must stop the file system before editing the desired IP addresses.
Removing a Subnet
To remove a subnet, select the specific subnet from the subnets list and click
Delete in the Action bar. The selected subnet is deleted.
NOTE: You cannot delete the Primary subnet, or any internal subnet (Interconnect
and Management).

Managing the PowerVault NX3500 125
Managing Administrator Users
To manage administrator users:
1
In the NAS Manager, select
System Managemen
t
General
Administrators
.
The
Administrators
page is displayed, displaying the list of currently
defined administrators.
2
Click on an administrator listed in the
User Name
column to view the
properties of that specific administrator.
Adding an Administrator
When defining an administrator, you specify the administrator permission
level. Permission levels are predefined in the system.
The defined permission levels are as follows:
• Administrator
•View only
The permission level defines the set of actions that are allowed by the user at
this level.
To add an administrator:
1
Click
Add
in the
Actions
bar to add an administrator to the list.
2
Click
Filters
to define filter rules for SNMP traps.
3
Define the minimum trap severity that is sent for various categories of traps.
The default option is to send major traps for all categories.
4
Click
Save Changes
to save the information you have entered.
The new administrator parameters are saved by the system.
5
Click
Revert
to restore the previous parameters.
Changing the Administrator’s Password
To change the administrator’s password:
1
Click on an administrator listed in the
User Name
column in the
Administrator list.
The properties of the selected administrator are displayed.

126 Managing the PowerVault NX3500
2
Click
Change Password
in the
Action
bar.
The
Change Password
window is displayed.
3
Follow the instructions to change the password.
Modifying an Administrator
To modify an administrator:
1
Click on an administrator listed in the
User Name
column in the
Administrator list.
The properties of the selected administrator are displayed.
2
Modify the properties as required, except for the user name.
Modifying an Administrator's E-Mail Filter Rules
The e-mail alerts are grouped by topics such as Administration changes,
Hardware and Replication. Each alert specifies its severity, either major
or informative.
To define the types of e-mail alerts an administrator can receive:
1
From the
User Name
column in the Administrator list, select the
administrator whose properties you want to modify.
The properties of the selected administrator are displayed.
2
Select the
Filters
tab.
3
For each topic, set the minimum severity level of alerts, after which the
system sends an e-mail. To completely avoid sending alerts of that topic,
select
None
.
Removing an Administrator
To remove an administrator:
1
Select the check box next to the specific administrator in the
Administrator list.
2
Click
Delete
in the
Action
bar.
The selected administrator is removed from the list.

Managing the PowerVault NX3500 127
Managing Local Users
This section is intended for sites that use the PowerVault NX3500 system to
manage local users. If your site is configured with an external NIS/LDAP
database, you can skip this section.
After local users are configured, they can access the cluster even when an
external NIS is introduced.
For local users, access to the file system is determined by volumes, shares,
and exports.
To allow PowerVault NX3500 to use local user definitions:
1
Select
System Management
Authentication
Identity Management
Database
.
2
Select
Users are not defined in an external user database
.
3
For CIFS users, select
System Management
Protocols
CIFS
Configuration
.
4
In the
CIFS Protocol Configuration
page define the Authentication
mode to be
Authenticate users via local users database
.
5
To manage the
Local Users
list, select
System Management
Authentication
Local Users
.
Adding Local Users
To add local users:
1
With the
Local Users
page displayed, click
Add
in the
Action
bar.
The
General
tab of the Add User page is displayed. Enter the
required information.
2
Select the
Advanced
tab for additional and optional fields.
3
Click
Save Changes
to save the new local user information which is
displayed in the Local Users list.
NOTE: Click Revert to restore the previously saved properties.

128 Managing the PowerVault NX3500
Modifying Local Users
To modify local users:
1
Click the specific User Name in the
Local Users
list.
The
Edit User
page is displayed.
2
Modify the properties as required, except for the user name.
Deleting Local Users
To define local users:
1
Select the check box next to the specific local user.
2
Click
Delete
in the
Action
bar.
The selected Local User is deleted from the list.
Changing the Password
The Change Password option is accessed from the Edit User page.
To change the password of a local storage user:
1
Click
Change Password
in the
Action
bar.
The
Change Password
dialog box is displayed.
2
Enter your NAS Manager password.
3
Enter the new password twice (New password or Retype password).
4
Click
Save Changes
to save the new password.
Managing Local Groups
If your site is configured with external NIS database, you can skip this section.
You should only define local groups in case you have very few Linux/UNIX
end users who require access to PowerVault NX3500 using NFS, and only if
there is no external NIS database.
PowerVault NX3500 groups assist in the organization and management of
users. When defining users, you can assign local storage users to one or more
groups. The PowerVault NX3500 system may also include groups or users
defined externally, such as groups defined in a UNIX system.

Managing the PowerVault NX3500 129
To manage the Local Groups list, select System Management
Authentication Local Groups.
The Local Groups page is displayed with the list of currently defined groups.
Adding a Local Group
To add a local group:
1
Click
Add
in the
Action
bar to add a group to the Local Groups list.
The
Add Group
page is displayed.
2
Fill in the relevant entries where required.
3
Click
Save Changes
to save the new group which is then displayed in the
Local Groups list.
NOTE: Click Revert to restore the previously saved parameters.
Modifying a Local Group
To modify a local group:
1
Click the specific Group Name in the Local Groups list.
The
Edit Group
page is displayed.
2
Modify the Group ID as required.
Deleting a Local Group
To delete a local group:
1
Select the specific group.
2
Click
Delete
in the
Action
bar.
The selected group is deleted from the list.

130 Managing the PowerVault NX3500
Authentication
The Authentication entry allows you to configure the authentication
authorities, such as Network Information Services (NIS), Active Directory
(AD), and Light-weight Directory Access Protocol (LDAP). In addition, you
can manage local users and groups and map user names from Windows SIDs
to UNIX UIDs.
PowerVault NX3500 supports the following configuration modes:
• Active Directory Authentication Mixed Mode and Native Mode
• NIS authentication only
• LDAP authentication only
• Local internal users only
• NIS or LDAP and Active Directory
Configuring an Identity Management Database
An Identity Management Database allows the system to authenticate and
manage user-level access control. This database is responsible for managing
the users and their passwords, the groups, and the relationship between users
and groups.
If the system belongs to an Active Directory domain, then it also serves as an
identity management database. You can define additional UNIX databases
if needed.
UNIX identity management databases include NIS and LDAP, and they are
relevant only when clients access the system using the NFS protocol
(UNIX/Linux clients).
You can choose one of the following options, based on your network
environment:
• Enable user authentication through an NIS database
• Enable user authentication through an LDAP database
• Disable the use of an external UNIX identity management database

Managing the PowerVault NX3500 131
Enabling User Authentication Through an NIS Database
To enable user authentication:
1
Click
System Management
Authentication
Identity Management
Database
.
2
Click
Users and groups are defined in a NIS database and
set the NIS
database properties.
3
Type the domain name of the NIS database in the
Domain name
field.
4
Type the name or IP address of the NIS server in the
NIS server
field.
5
To add an NIS server for redundancy purposes, click
Add NIS server
and type
the name of the new NIS server or its IP address in the
NIS Server
field.
6
To remove an NIS server from the list, select the NIS server that you want
to delete and click
Delete NIS server(s)
.
7
Click
OK
when prompted to accept the changes.
8
Click
Save Changes
to save the configuration.
NOTE: Click Revert to restore the previous configuration settings.
Enabling User Authentication Through an LDAP Database
To enable user authentication:
1
Click
System Management
Authentication
Identity
Management Database
.
2
Click
Users and groups are defined in an LDAP database
. Set the LDAP
server properties as follows:
a
Type the name or IP address of the LDAP server in the
LDAP server
field.
b
Type the base DN (distinguishable name) that you want to use for
authentication purposes in the
Base DN
field.
The Base DN (Distinguishable Name) is a unique LDAP string
representing the domain to use for authentication. It is usually in the
format: dc=domain,dc=com.
3
Click
Save Changes
to save the configuration.
NOTE: Click Revert to restore the previous configuration settings.

132 Managing the PowerVault NX3500
Disabling the Use of an External UNIX Identity Management Database
To disable the use of an external UNIX identity management database:
1
Click
System Management
Authentication
Identity
Management Database
.
The
Identity Management Database
page is displayed.
2
Click
Users are not defined in an external user database
.
3
Click
Save Changes
to save the configuration.
NOTE: Click Revert to restore the previous configuration settings.
Active Directory
The Active Directory service stores information about all objects on the
computer network and makes this information available for administrators
and users to find and apply. Using the active directory, users can access
resources anywhere on the network with a single logon.
Similarly, administrators have a single point of administration for all objects
on the network which can be viewed in a hierarchical structure. The Active
Directory entry allows you to configure the active directory settings and set
user authentication options. In addition, you can join the active directory to
the domain.
Synchronizing PowerVault NX3500 With the
Active Directory Server
If your site uses Active Directory and the PowerVault NX3500 system is part
of the Windows network, synchronize the time clock to the Active Directory
server. See "Synchronizing PowerVault NX3500 With a Local NTP Server" on
page 141.

Managing the PowerVault NX3500 133
Configuring the Active Directory Service
To configure the active directory service:
1
Select
System Management
Authentication
System Identity
.
The
PowerVault NX3500 Identity
page is displayed. This page shows the
current configuration and whether PowerVault NX3500 is already joined to
an Active Directory domain.
2
Click
Save Changes
to save the active directory parameters.
NOTE: Click the Revert button to restore previously saved parameters.
Through the Advanced Configuration option, you can specify a domain
controller to override the default controller selected by the system.
Network Configuration Overview
This section describes how to configure the PowerVault NX3500 to best fit
your network.
Accessing the System
To access the system you need to define an IP address your clients can access.
It is recommended to also add this IP address to your DNS server so that
clients can access the system via a name in addition to an IP address.
NOTE: The Client Access VIP is configured during initial configuration using the
PowerVault NX3500 Configuration Utility. You can see the address you configured
by going to the NAS Manager System ManagementNetworkSubnets. Click
Primary at the bottom of the page to see the client access VIP labeled VIP address.
Since the system's architecture is a cluster of two controllers, this IP address is
a virtual IP address (VIP) which serves every controller in the cluster. This
allows clients to access the system as a single unit, enables the system to
perform load balancing between controllers, and additionally allows services
to continue even if a controller fails. Clients benefit from the system's high
availability and high performance irrespective of the system's architecture.

134 Managing the PowerVault NX3500
Client users access the system through a variety of network topologies.
Depending on the physical capabilities of the network infrastructure,
the
PowerVault NX3500
:
• Belongs to all LAN or client subnets. From a performance perspective, this
is the most optimal configuration. In such network configurations, it is
sufficient to define one client access virtual IP address (VIP) for each
subnet. For more information, see "Accessing the System" on page 133.
• Does not belong to any of the LAN or Client subnets, in which case all
clients are considered routed. In such situations, the clients access the data
via a router or layer 3 switches. In such network configurations it is
recommended to define multiple client access virtual IP addresses in a single
subnet, and provide some mechanism for clients to select an IP address from
that list (see the following comments regarding DNS configuration).
• Belongs to some of the LAN or Client subnets, in which case some clients are
flat and some are routed. In such network configurations it is recommended to
use both methods described above, and inform the users about the VIPs they
need to use, depending on whether they are flat or routed.
It is recommended to define an entry in the DNS for every subnet that the
system belongs to, so that clients can access the data without remembering
the VIPs. If there are multiple VIPs in the subnet, define a single name in your
DNS server that will issue IP addresses from that list in a round-robin fashion
and that all the clients can access the system.
NOTE: Do not intermix VIPs from different subnets in a single DNS name. For more
information on bonding mode and VIP setting, see "Managing Client Access" on
page 123
Performance and Static Routes
Routed networks provide another opportunity to enhance performance
through a feature called static routes. This feature allows you to configure the
exact paths in which the system communicates with various clients on a
routed network.

Managing the PowerVault NX3500 135
Figure 8-1. Network Configuration
Consider the above network, there can be only one default gateway for the
system. Let us assume you select router X.
Router X
Subnet X Subnet Y
Router Y
Subnet Z
Router Z
Switch
PowerVault NX3500
Controllers
MD Storage Arrays
Dell BPS

136 Managing the PowerVault NX3500
Packets that are sent to clients in subnet Y would be routed to router X, which
would then be sent back (through the switch) to router Y. This means these
packets travel through router X needlessly, reducing the throughput to all
subnets in your network.
The solution is to define, in addition to a default gateway, a specific gateway
for certain subnets–configuring static routes. To do this you would have to
describe each subnet in your network and identify the most suitable gateway
to access that subnet.
You do not have to do so for the entire network - a default gateway is most
suitable when performance is not an issue. You can select when and where to
use static routes to best meet your performance needs. See "Managing Static
Routes" on page 137.
Configuring DNS
Domain Name System (DNS) is the name resolution service that enables
users to locate computers on a network or on the Internet (TCP/IP network)
by using the domain name. The DNS server maintains a database of domain
names (host names) and their corresponding IP addresses providing
name-to-address and address-to-name resolution services on the IP network.
You can configure one or more external DNS server (external to PowerVault
NX3500 but within the site) to be used for name resolutions.
To configure DNS parameters, select System ManagementNetwork
DNS Configuration.
Adding DNS Servers
To add a DNS server:
1
Click
Add DNS Server
in the
Action
bar.
A new empty row is added to the list of DNS servers.
2
Set the IP address of the client environment primary DNS.
Removing DNS Servers
To remove DNS servers:
1
Select the required DNS server.
2
Click
Delete
in the
Action
bar.

Managing the PowerVault NX3500 137
Adding DNS Domains
To add DNS domains, click Add DNS Suffix in the Action bar. A new empty
row is added to the list of suffixes.
Deleting DNS Domains
To delete DNS domains:
1
Select the required domain.
2
Click
Delete
in the
Action
bar.
3
Click
Save Changes
to save changes to the DNS parameters.
NOTE: Click Revert to restore the previously saved parameters.
Managing Static Routes
To minimize hops between routers, static routes are suggested in routed
networks when there are multiple direct paths from PowerVault NX3500 to
various routers.
Select System ManagementNetwork ManagementStatic Routes. The
Static Routes List page is displayed, displaying the list of currently defined
static routes.
Adding Static Routes
When defining a static route, you must specify the subnet properties and the
gateway through which to access this subnet. When the Static Routes List
page is displayed, click Add in the Action bar. The Properties tab of the Add
Static Routes page is displayed.
Modifying a Static Route
To modify a static route:
1
Select the required static route and click
Edit
in the
Action
bar.
The properties of the selected static route are displayed.
2
Modify the properties as required.

138 Managing the PowerVault NX3500
Deleting a Static Route
Select the required static route and click Delete in the Action bar. The
selected static route is deleted from the list.
Defining File System Protocols
File system protocols are networking protocols that provide file system
sharing services. The PowerVault NX3500 acts as a file system server by
complying with the following protocols:
• CIFS: The Common Internet File System is for Microsoft Windows users
or other CIFS clients. Directories are shared using CIFS shares.
• NFS: The Network File System protocol is for UNIX clients or services.
It works at the NFS layer. Directories are shared using NFS exports.
The Protocol entries enable you to manage the CIFS and NFS protocols at
the system level.
Configuring CIFS Parameters
The CIFS Protocol Configuration enables Windows users to connect to the
PowerVault NX3500 system. You can also enable Linux users to access the
system using the CIFS protocol, and authenticate them through NIS, LDAP
or the PowerVault NX3500 local users.
Configuring General CIFS Parameters
In the General tab you can choose whether you want the users to be
authenticated using the Active Directory domain, or an internal user
database. You can also enable or disable the use of the CIFS protocol.
To authenticate users using the Active Directory domain to which the system
is joined:
1
Select
System Management
Protocols
CIFS Configuration
.
2
Click
General
.
3
Select
Allow clients to access files via the CIFS protocol
to enable the
CIFS file sharing protocol.
4
Type a short description of the server in the
System description
field.
This description is displayed in the Windows Explorer title.

Managing the PowerVault NX3500 139
5
Select
Authenticate users' identity via Active Directory and local
user database
.
6
Click
Save Changes
to save the CIFS configuration parameters.
This restarts all user connections.
To authenticate users using an internal user database:
1
Select
System Managemen
t
Protocols
CIFS Configuration
.
2
Click
General
.
3
Select
Allow clients to access files via the CIFS protocol
to enable the
CIFS file sharing protocol.
4
Type a short description of the server in the
System description
field.
This description is displayed in the Network Neighborhood.
5
Select
Authenticate users' identity via local users database
.
6
Click
Save Changes
to save the CIFS configuration parameters.
This restarts all user connections.
To deny users from accessing files using the CIFS protocol:
1
Select
System Management
Protocols
CIFS Configuration
.
2
Click
General
.
3
Clear the
Allow clients to access files via the CIFS protocol
check box.
4
Click
Save Changes
to save the CIFS configuration parameters.
This restarts all user connections.
Configuring Advanced CIFS Parameters
In the Advanced tab you can set the following:
• Which character sets is used by DOS code pages.
• Which UTF-8 character set is used by PowerVault NX3500.
To configure advanced CIFS parameters:
1
Select
System Management
Protocols
CIFS Configuration
.
2
Click
Advanced
and configure the parameters.
3
Click
Save Changes
to save the CIFS configuration parameters.
This restarts all user connections.

140 Managing the PowerVault NX3500
Configuring System Time Parameters
You can configure the system's time clock, determine how to automatically
update time using an NTP server, and configure the time zone for your
system on this page. Synchronizing the time clock is critical for the proper
functioning of the system.
This enables:
• Windows clients to mount the system.
• Scheduled activities, such as snapshot and replication tasks, to occur at the
appropriate time.
• The correct time to be recorded in the system log.
Changing the Time Zone
To change the time zone:
1
Click
System Management
General
Time Configuration
.
2
Select the correct time zone for the region that the cluster is located in,
from the
Time zone
list.
3
Click
Save Changes
.
Manually Configuring the Current Date and Time
If your environment does not include any time synchronization servers,
configure the current date and time manually.
Follow the steps below to configure the current date and time manually:
1
Click
System Management
General
Time Configuration
.
2
Select
There is no NTP server to synchronize time with
.
3
Type the current date and time in the appropriate fields, using the format:
HH:MM:SS, where HH indicates a 24-hour format. For example,
17:38:23
.
4
Click
Save Changes
.

Managing the PowerVault NX3500 141
Removing an NTP Server
If an NTP server is no longer in the LAN or client network, remove the
NTP server.
To remove an NTP server:
1
Select the NTP server you want to remove.
2
Click
Delete NTP server(s)
.
3
Click
Save Changes
.
Synchronizing PowerVault NX3500 With a Local NTP Server
Network Time Protocol (NTP) helps in synchronizing and coordinating time
distribution. The NTP server helps in synchronizing the clocks over the network.
If the system is not part of a Windows network, configure it to synchronize
with a local NTP server (if such a server exists), or with an NTP server on the
Internet. However if the system is part of a windows network, the AD can
serve as the NTP server.
To configure the PowerVault NX3500 system to be synchronized with a local
NTP server or an NTP server on the Internet:
1
Click
System Management
General
Time Configuration
.
2
Select
Time should be synchronized with an NTP server.
3
Select
NTP Server.
4
Type the name of the local NTP server or Internet NTP server in the
NTP
server
field.
5
If you want to add a redundant NTP server, click
Add NTP Server
and type
the name of the redundant NTP server in the
NTP server
field.
6
Click
Save Changes
.

142 Managing the PowerVault NX3500

Maintaining the PowerVault NX3500 143
9
Maintaining the PowerVault NX3500
This chapter provides information on shutting down and turning on the
system in the event of a planned outage or for moving the system to another
location. This chapter also discusses the procedure for upgrading the software
and running diagnostics.
NOTE: See the Dell PowerVault NX3500 Hardware Owner's Manual on
support.dell.com, for information on hardware service and maintenance.
Shutting Down the PowerVault NX3500 System
NOTE: Follow the procedure strictly to prevent data inconsistency.
NOTE: This procedure shuts down both the controllers.
To shutdown the system:
1
Open a web browser and connect to the NAS Management Virtual IP
(VIP) address that was configured during the installation procedure.
2
From the NAS Manager, select
System Management
Maintenance
System Stop/Start
.
3
In the
System action to perform
list, click
Shutdown
.
4
Click
Next
.
5
When prompted as to whether you want to continue with the shutdown
procedure, click
OK
.
The following message is displayed:
The system is shutting down
.
6
This operation copies the file-system cache to the disks, stops the file
system and shuts down the controllers.
7
Turn off the backup power supply (BPS) by pressing the button (located at
the front of the BPS) for a few seconds.
8
In order to shut down a single node, press the power button on the
desired node.
9
The NAS services automatically transfer over to the other node before
shutting down.

144 Maintaining the PowerVault NX3500
Turning On the PowerVault NX3500 Solution
Before turning on the system, ensure that all the cables are connected
between the controllers in the rack, and the components are connected to the
facility's electrical power.
Turn on the components in the following order:
1
MD expansion enclosures
• Turn on all the expansion enclosures by pressing the ON/OFF switches
on the two power supplies located at the back of the storage arrays.
• Wait until the power, controllers and disk LEDs have finished blinking
and are steadily lit.
2
MD storage arrays
• Turn on all the MD storage arrays by pressing the ON/OFF switches
on the two power supplies located at the rear of the units.
• Wait until the power, controllers and disk LEDs have finished blinking
and are steadily lit.
3
BPS units
Turn on the BPS units by pressing the Test/ON button located at the
front of the BPS device, for a few seconds.
4
PowerVault NX3500 system
Press the power buttons on the front of each controller.

Maintaining the PowerVault NX3500 145
Installing the Service Pack
The PowerVault NX3500 system uses a service pack methodology to update to
a later version of the software.
NOTE: To update your system with the latest service pack, see support.dell.com.
NOTE: It is recommended that you use “binary mode FTP transfer”. If the service
pack is transferred using an FTP program that is set to auto, the service pack file is
recognized as text and is transferred in ascii mode. This adds control characters to
the service pack file, which may cause the embedded checksum to fail.
To upgrade the service pack:
1
Download the service pack from
support.dell.com/downloads
.
2
Upload the service pack by opening the URL:
ftp://admin@ ManagementVIP:44421/servicepack
using Windows Explorer (not Internet Explorer) or any other FTP
client utility).
NOTE: The controller IP address you should use to FTP the service pack is
displayed on the screen if you type service-pack instructions. Do
not modify the name of the service pack in any way.
3
After the upload is complete, launch the CLI (see "Accessing the CLI" on
page 196) and run the following command:
service-pack start
Parameter(s):
servicePackName
—service pack name
[-
blocking/-noblocking
]— indicates if the CLI should stay blocking
during service pack installation (blocking by default)
Example:
DellFS-a.b.ccc-SP.sh
Where,
DellFS-a.b.ccc-SP.sh
is the service pack name.
NOTE: Perform the service pack update in a maintenance window. It can take
approximately between 30–45 min for the update process. It is recommended
that all I/O to the NX3500 be stopped before updating your solution.
The controllers are restarted during the upgrade process, which will have
the following impact on clients:

146 Maintaining the PowerVault NX3500
• CIFS being stateful protocol, all CIFS clients will disconnect and
reconnect during the controller restart.
• NFS clients will pause intermittently but I/O will resume without any
manual intervention.
4
Run mass rebalance to rebalance the CIFS clients between NX3500
controllers. From the GUI, select
Loadbalancing
Client connections
Mass rebalance
.
The service pack is successfully updated and you can resume all NAS
management and I/O operations.
To upgrade your PowerVault MD storage array, see your MD Owner’s Manual.
Expanding the PowerVault NX3500 Storage
Capacity
You can expand the storage capacity of your system without affecting the
services to the clients. However, the process occurs over a period depending
on the total number of the existing and added LUNs, the total storage
capacity, and system workload.
You can add additional LUNs from the storage capacity that is already
available on your storage array to the PowerVault NX3500 system.
Prerequisites
This procedure requires a management workstation with the following
functionalities:
• Modular Disk Storage Manager Software (MDSM) is installed and has
available storage capacity that can be allocated to the PowerVault NX3500.
• The PowerVault NX3500 NAS Manager web interface is deployed.
• Is located on the LAN/client network.
To expand the PowerVault NX3500 storage capacity:
1
Create a Disk Group from the unconfirmed capacity on the MD storage
array that is providing storage to the PowerVault NX3500. See "Creating
Disk Groups" on page 46.

Maintaining the PowerVault NX3500 147
2
Create an even number of Virtual Disks ensuring that the total number of
virtual disks that are assigned (including those already assigned) to the
PowerVault NX3500 does not exceed 16. See "Creating Virtual Disks" on
page 49.
NOTE: The virtual disk pairs must be of the same size.
3
Map the virtual disks to the Host Group created for the PowerVault
NX3500 controllers. See "Creating Host-to-Virtual Disk Mappings" on
page 52.
4
Add LUNs to PowerVault NX3500.
Adding LUNs to PowerVault NX3500
The new Virtual Disks/LUNs that have been allocated to PowerVault NX3500
host group in MDSM, are now ready to be discovered using the NAS Manager.
1
Launch the NAS Manager on your Management Station and log in as
admin.
2
Click
System Management
Maintenance
Add LUNs.
The page may take a few minutes to display. It will run iSCSI discovery for
all Virtual Disks/LUNs allocated to the PowerVault NX3500 system.
Each LUN can be identified using its world-wide name. In the NAS
Manager, the world-wide name of a LUN is prefixed by Dell FluidFS. The
unique set of numbers and characters following the prefix is the
world-wide name.
On the Modular Disk Storage Manager (MDSM), check that the proper
virtual disks are assigned to the PowerVault NX3500 by clicking
Logical
Virtual Disk
. In the properties pane, view the Virtual Disk
world-wide identifier.
CAUTION: Before proceeding to add the LUNs, ensure that an even number of
unformatted LUNs is displayed and that the number combined with the formatted
LUNs does not exceed 16.
3
Click
Add LUNs
to add the new LUNs to the PowerVault NX3500 system.
The system performs an incremental file system format on the new LUNs.
This process will take some time depending on the size and the number of
the LUNs.
When complete, the new space is available for use.

148 Maintaining the PowerVault NX3500
Running Diagnostics on PowerVault
Running diagnostics helps you troubleshoot issues before seeking help from Dell.
The diagnostics options available on your solution are:
• Online Diagnostics
• Offline Diagnostics
Online Diagnostics
Online diagnostics can be run while the system is still online and serving data.
There are five diagnostic options available:
• PerformanceDiagnostic
•NetworkDiagnostic
• ProtocolsDiagnostic
• FileSystemDiagnostic
• GeneralSystemDiagnostic
To run any of these options:
1
Using an SSH client, log on to the PowerVault NX3500 CLI (using the
NAS Management VIP) as
admin
.
2
From the CLI run the diagnostic command
diag start
<
one of the five options
>
For example,
diag start PerformanceDiagnostic
To retrieve the diagnostic file:
1
Use an ftp client after the diagnostics is complete:
ftp://admin@ ControllerIP:44421/diagnostics
2
Enter your
admin
password.
NOTE: The controller IP address you should use to retrieve the diagnostic file
is displayed on the screen.

Maintaining the PowerVault NX3500 149
Offline Diagnostics
NOTE: Connect a keyboard, mouse and monitor before you perform the
following procedure.
Offline diagnostics requires your solution to be offline, which means out of
production and not serving data. This is generally helpful to troubleshoot
low-level hardware issues.
It uses the following Dell native tools:
•MP Memory
•Dell Diagnostics
MP Memory
MP Memory is a Dell-developed, MS DOS-based memory test tool. This tool
is efficient for large (greater than 4 GB) memory configurations. The tool
supports single-processor or multiprocessor configurations, as well as
processors using the Intel Hyper-Threading Technology.
MP Memory operates only on Dell PowerVault servers that are Intel
processor-based. This tool complements Dell 32-Bit Diagnostics tests and
helps provide complete, comprehensive diagnostics on the controller in a
pre-operating system environment.
Dell Diagnostics
Unlike many diagnostic programs, the Dell Diagnostics helps you check your
computer's hardware without any additional equipment and without
destroying any data. If you find a problem you cannot solve by yourself, the
diagnostic tests can provide you with important information you will need
when talking to Dell service and support personnel.
CAUTION: Use the Dell Diagnostics only to test Dell systems. Using this program
with other systems may cause incorrect system responses or error messages.
To run Dell diagnostics:
1
Insert the Dell PowerVault NX3500 Resource media into the controller's
DVD drive and reboot the controller.
The controller boots to the DVD.
2
Select
Option 2
Hardware Diagnostics
.
The following choices are displayed:

150 Maintaining the PowerVault NX3500
a
Mpmemory diagnostic
(supports console-redirection in output log only).
• Press <ESC> key to stop testing.
• Displaying (the end) of test result log: memory.txt (Press any key
when ready).
b
Delldiag
text-based diagnostic (full console-redirection support).
c
Loop
Mpmemory
and diagnostic in batch mode.
d
Select
Quit
.
3
Choose the appropriate option.
CAUTION: Do not choose File System Reinstall. This reinstalls the image on your
controller and may cause loss of data. Do not choose FirmwareReset on a
functional system as it resets IPs on the controller and may cause loss of data.
Reinstalling the PowerVault NX3500
NOTE: Connect a keyboard, mouse, and monitor before you perform the
following procedure.
To reinstall the PowerVault NX3500 software:
1
Insert the Dell PowerVault Resource media into a powered down node.
The administrator is presented with the following warning message.
This operation will erase your current operating
system configuration. This operation cannot be
reversed once initiated. Please consult your
documentation before proceeding. Enter the
following string at the prompt to proceed:
resetmysystem.
2
Boot to the Media and select option one (File System Reinstall).
3
Ty p e
resetmysystem
at the prompt.
The software starts installation automatically.
4
When the software installation is complete, the controller automatically
ejects the media.
5
Once the media is ejected, the controller is ready to be set up.
6
To complete the set up, see "Setting Up Your PowerVault NX3500
Solution" on page 29 if you are installing both the controllers.

Maintaining the PowerVault NX3500 151
NOTE: The PowerVault NX3500 software will not install on unsupported hardware. If
the PowerVault NX3500 media is inserted into a system other than a PowerVault NX3500,
the user is prompted with a message and the system will fail to install the software.
Replacing a PowerVault NX3500 Controller
You may have to replace the PowerVault NX3500:
• In the event of a catastrophic failure where the existing controller cannot
be brought back online.
• When an administrator wishes to replace the hardware.
Prerequisites
Before replacing the PowerVault NX3500 ensure that:
• You have physical access to the controllers.
• A keyboard, monitor, and mouse are connected to the controllers.
• The controller is verified as failed (if it is replaced with a new one).
The procedure for replacing a PowerVault NX3500 involves the following steps:
• Detaching the controller.
• Removing and replacing the controller.
• Attaching the new controller.
Detaching the PowerVault NX3500 Controller
In order to bring the cluster into the single-controller mode you need to
detach a controller while any hardware is being replaced. This ensures that
the system can be brought back to service with minimal downtime.
You may have to detach the controller under the following circumstances:
• A controller needs to be replaced with a new standby controller.
• A controller needs to be repaired, possibly after replacing some components.
• The administrator wants to attach a working controller to another (more
critical) cluster.
• The administrator wants to discard the cluster (for example, in order to
use the standby controllers to create a new cluster elsewhere).

152 Maintaining the PowerVault NX3500
To detach a controller:
1
Log in to the CLI using the management access VIP address.
To obtain this address, in the NAS Manager, go to the
System
Management
tab and click
Network
Subnets
Primary
Management
Console VIP
.
2
Execute the following command:
system maintenance controllers detach start
<
controllerID
> -nosaveConf
NOTE: Depending on the configuration and the controller being detached,
you may have to disconnect and reboot the system. This will only occur if the
controller being detached is the primary controller being accessed by the CLI.
If a controller was alive and working prior to initiating the detach
procedure, it shuts down and upon reboot it will appear as a standby
controller. In the case of a failed controller, the system adjusts in a manner
that allows the connection of a new controller.
Removing and Replacing the PowerVault NX3500 Controller
To remove and replace the PowerVault NX3500 controller:
1
Disconnect all cables from the back of the controller.
2
Remove the failed system from the rack.
3
Install the new system in the rack.
4
Connect all cables to the new system.
Ensure that the network cables are placed in the proper ports. If necessary,
refer to the color coding table for client, SAN, internal, and peer port
connections included with this document.Place the file system reinstall DVD
in the drive and power on the newly replaced PowerVault NX3500 controller.
5
Select the
Firmware reset
option when the re-install DVD boots to the menu.
This process may take some time to complete, and the system may restart
numerous times until all the firmwares are updated. Completing this step
ensures that the new controller firmwares are up to date.

Maintaining the PowerVault NX3500 153
6
After completing the Firmware reset stage, select the
File System Reinstall
option from the boot menu.
The reinstall process takes around 20–40 minutes to complete depending
on the configuration.
Attaching the PowerVault NX3500 Controller
Before completing this procedure, verify that the controller being attached is
in standby mode and powered up.
To attach the new controller to the cluster:
1
Plug-in a USB disk-on-key to the peer controller, and create a configuration
for the new controller by logging in to the CLI on the management IP
address and running the following command:
system maintenance controllers save-conf
<controllerID>
This command saves the system configuration on the USB disk-on-key.
2
Transfer the disk-on-key to the new controller, and let it run until the
message "ready to be attached/clusterized" (after it configures the network)
is displayed.
The process begins automatically.
NOTE: Do not remove the USB key until the reconfiguration has occurred.
3
Log in to the CLI on the management IP address and run the
following command:
system maintenance controllers attach start
<controllerID>
4
If you get disconnected, to view the progress, log in to the CLI again and
execute the following command:
system maintenance controllers attach status
This process takes some time to complete.

154 Maintaining the PowerVault NX3500

Troubleshooting 155
10
Troubleshooting
Troubleshooting CIFS Issues
Clients Cannot Access CIFS Files
CIFS Access Denied
Description The Dell PowerVault NX3500 system supports antivirus scans on a
per CIFS share basis. When a file on a share is opened by a client
application the PowerVault NX3500 system sends the file to an
antivirus host to be scanned.
NOTE: Microsoft Windows Explorer is also an application, similar to
the DOS command, moreover, it implicitly opens some file types, such
as Microsoft Office files.
If no antivirus host is available, access to the file and to the whole
share, is inhibited.
Cause Since the antivirus hosts are not available on the PowerVault
NX3500 system, files cannot be opened on an antivirus enabled
CIFS share.
Workaround Ensure that the problem appears only on antivirus enabled shares,
while clients accessing other shares do not experience such
problems.
Check the status of the antivirus hosts and the network path
between the PowerVault NX3500 system and the antivirus hosts.
Description CIFS access to a file or folder is denied.
Cause A client without sufficient permissions performs an operation on a
file/folder.
Workaround Check the permissions on the file/folder and set the required
permissions.

156 Troubleshooting
CIFS ACL Corruption
CIFS Client Clock Skew
Description CIFS ACL corruption.
Cause
• ACLs were accidently changed by a user or script.
• ACL is corrupted after an antivirus application accidently
quarantined corresponding files.
• ACL got corrupted after data recovery by backup application due
to compatibility issues.
• ACL got corrupted after migrating data from different location by
using 3rd party application, for example,
RoboCopy
.
Workaround Check the current ACL setting in the Windows client. Redefine the
ACLs for the files by using a Windows client the same way you
initially defined it. In case you cannot redefine your ACLs since you
currently do not have permissions, perform the following steps:
a
Restore the files from snapshots or backup.
b
In the case you have migrated the data from different location
using Robocopy application, there is a good chance you can
restore ACLs by copying only ACLs metadata, instead of
re-copying the whole data.
c
In case all file system ACLs' are corrupted you can restore all
data from the NAS replication partner.
Description CIFS client clock skew.
Cause The client clock must be within 5 minutes range from the Kerberos
server (that is Active Directory) clock.
Workaround Configure the client to clock-synch with the Active Directory (as
an NTP server) to avoid clock skews errors.

Troubleshooting 157
CIFS Client Disconnection on File Read
CIFS Client General Disconnection
CIFS Client Login Failure
CIFS Connection Failure
Description CIFS client disconnection on file read.
Cause Extreme CIFS workload during controller failover.
Workaround Client needs to reconnect and open the file again.
Description CIFS client disconnection.
Cause In case the system identified a general issue with the CIFS service,
it automatically recovers but the failure causes all users to be
disconnected and the above event to be triggered.
Workaround If this issue repeats frequently, contact Dell.
Description CIFS client login failure.
Cause User supplied wrong password upon connection.
Workaround Interactive users can retry with correct password. Applications and
servers might need special attention as the user/password, which is
usually set in a script or configuration file, has probably expired.
Description CIFS client share access denied.
Cause The user is unknown in the Active Directory server, and the NAS
system mapped this user to a guest user. If the share does not allow
guest access, the user receives an access denied alert.
Workaround Ensure that the user is listed in the Active Directory server the
NAS is using. Alternatively, you can remove the guest limitation for
the share. If the user can now access the share as guest, the newly
created files are owned by the nobody/guest user.

158 Troubleshooting
CIFS Delete-On-Close Denial
CIFS File Access Denied
CIFS File Sharing Conflict
Description Files are deleted while they are in use.
Cause If a file is deleted when it is open, it is marked for deletion, and is
deleted after it is closed. Until then, the file appears in its original
location but the system denies any attempt to open it.
Workaround Notify the user who tried to open the file that the file has
been deleted.
Description CIFS file access denied.
Cause Client has insufficient privileges to perform the requested
operation on the file.
Workaround This is an informative event. The user may request to modify the
file ACL to allow access.
Description CIFS file sharing conflict.
Cause When a file is opened using the CIFS protocol, the opening
application communicates the sharing mode that must be used
while this file is open.
This sharing mode describes what other users' activities are allowed
on this file, while it is open.
This definition is sent by the application and the user cannot
control/configure it.
Once there is a violation of the sharing definition, the user receives
an access denied error and this event is issued.
Workaround This is an informative event, the admin may contact the locking
user and request to close the application referencing this file.
It could be that the application which opened the file did not shut
down gracefully. It is recommended to reboot the client if possible.

Troubleshooting 159
CIFS Guest Account Invalid
CIFS Locking Inconsistency
CIFS Maximum Connections Reached
Description CIFS service cannot start.
Cause A valid CIFS guest account is required for CIFS functionality.
Workaround Configure the system guest account with a valid account.
Description CIFS service is interrupted due to CIFS interlocking issues.
Cause CIFS client interlocking scenarios.
Workaround System recovers itself automatically, issuing the above event
when recovered.
Description Maximum number of CIFS connections per NAS controller has
been reached.
Cause Each NAS controller is limited to 200 concurrent CIFS connections.
• The system is in an optimal state and the number of CIFS clients
accessing one of the controllers reaches the maximum. In such a
scenario, consider adding NAS controllers. The system is limited
to two controllers.
• The system is in optimal state but the clients are significantly
unbalanced between NAS controllers. In this case rebalance the
clients using the NAS Manager.
• The system is in degraded state (one or more NAS controllers are
down) and the CIFS clients are left over on the remaining
controller. In this case wait until the system returns to optimal or
decrease the number of CIFS clients using the system.
Workaround If all NAS controllers are in optimal mode, the connections are
divided between both of them.

160 Troubleshooting
CIFS Share Does Not Exist
CIFS Path Share Not Found
Description Client attempts to connect to an inexistent share.
Cause
• Spelling mistake on client side.
• Accessing the wrong server.
Workaround List the available NAS shares and verify that all shares are
displayed and nothing has changed unintentionally.
Verify that you can access the problematic share using a
Windows client:
1
Click
Run
.
2
Enter the NAS service IP and share name: \\<NAS-IP>\<share-
name>.
Description Client accessed a share which refers to an inexistent directory in
the NAS container.
Cause
• The NAS system is restored from a backup or remote replication.
During restore time, the directory structure is not complete and a
few directories may not exist.
Communicate the status and wait for the restore process
to complete.
• A client with an authorization to access a higher directory in the
same path deleted or altered a directory, which is mounted by
another client.
If multiple users are accessing the same dataset, it is recommended to
apply a strict permission scheme to avoid such conflicts.
Workaround List all available shares on the NAS and identify the problematic
share. It should have an indication that it is not accessible.
1
Restore the problematic path from a backup.
2
Manually create the missing directories. Set permissions to
control access as required.
3
Remove the share and communicate to the client.

Troubleshooting 161
CIFS Write to Read Only Volume
Troubleshooting NFS Issues
Cannot Mount NFS Export
Description Client tries to modify a file on read-only volume.
Cause A NAS volume is set to read-only when it is the target of a replication.
The most frequent reason for this event is either:
• The user meant to access the target system for read purposes, but
also tries to modify a file by mistake.
• The user accesses the wrong system due to similarity in name/IP.
• The user is accessing a NAS container, which was made a
replication target without his knowledge.
Workaround In order to write to this volume, replication must be detached first.
Refer the user to the correct location.
Description When attempting to mount an NFS export, the mount command
fails due to various reasons such as:
• Permission denied.
• Server not responding due to port mapper failure - RPC timed out
or input/output error.
• Server not responding due to program not registered.
• Access denied.
• Not a directory.

162 Troubleshooting
Cause
• The client connects using NFS/UDP and there is a firewall in the way.
• The client is not in the export list, the server could not recognize
the client system through NIS, or the server does not accept the
identity you provided.
• The PowerVault NX3500 system is down or has internal file
system problems.
• The mount command got through to the port mapper, but the
rpc.mountd NFS mount daemon was not registered.
• Client system’s IP address, IP range, domain name or netgroup is
not in the export list for the volume it is trying to mount from the
PowerVault NX3500 server.
• Either the remote path or the local path is not a directory.
• The client does not have root authority or is not a member of the
system group. NFS mounts and unmounts are only allowed for
root users and members of the system group.

Troubleshooting 163
Workaround If the issue is due to NFS/UDP and firewall, check if the client
mounts using UDP (this is usually the default) and there is a
firewall in the path. If a firewall exists, add an appropriate
exception to the firewall.
If the issue is due to permissions:
• Verify the path you provided is correct.
• Check that you are trying to mount as root.
• Check that the system's IP address, IP range, domain name or
netgroup is in the exports list.
If the server not responding due to a port mapper failure:
• Check the PowerVault NX3500 status.
• Check the network connection by trying to NFS mount from
some other system.
• Verify if other users experience the same problem.
If the server is not responding due to the program not registered,
check if the port mapper on your client is up.
If the issue is due to access denied:
• Get a list of the server exported file systems using the command:
showmount -e <NX3500 hostname>
• Check the system name or netgroup name is not in the user list
for the file system.
• Check the file systems related to the NFS through the PowerVault
NX3500 user interface.
If the issue is due to the directory, check the spelling in your
command and try to run the mount command on both directories.

164 Troubleshooting
NFS Export Does Not Exist
NFS File Access Denied
Description Attempted to mount an export that does not exist.
Cause This failure is commonly caused by spelling mistakes on the client
system or when accessing the wrong server.
Workaround 1
Check the available exports on the NAS; verify that all the
required exports exist.
2
On the problematic client, verify that the relevant export is
available to this client:
% showmount -e <Server name/IP>
Export list for <Server name/IP>:
/abc
10.10.10.0
/xyz
10.10.10.0
3
If the export is available, review the export name spelling in the
relevant mount command on the client. It is recommended to
copy paste the export name from the showmount output to the
mount command.
Description This event is issued when an NFS user does not have enough
permissions for the file on a NAS container.
Cause File ownership is UID/UNIX and the user is not privileged to
access the file, or, file ownership is SID/ACL and after translation
to UID/UNIX the permissions do not allow access to the file.
Workaround For native access (when CIFS user accesses SID/ACL file or NFS
user accesses UID/UNIX file) understanding the missing
permission is standard.
If the access is non-native, translation rules come to effect and it is
recommended to contact Dell Technical Support.

Troubleshooting 165
NFS Insecure Access to Secure Export
NFS Mount Fails Due to Export Options
Description User tries to access a secure export from an insecure port.
Cause Secure export requirement means that the accessing clients must
use a well-known port (below 1024), which usually means that they
must be root (uid=0) on the client.
Workaround
• Identify the relevant export and verify that it is set as secure
(requires secure client port).
• If the export must remain secure, see the NFS client
documentation in order to issue the mount request from a
well-known port (below 1024).
• If a secure export is not required (e.g., the network is not public),
ensure that the export is insecure and retry accessing it.
Description This event is issued when NFS mount fails due to export options.
Cause The export list filters client access by IP, network or netgroup, and
screens the accessing client.
Workaround 1
Verify the relevant export details. Write down all existing options
so that you are able to revert to them.
2
Remove IP/client restrictions on the export and retry the mount.
3
If the mount succeeds, verify that the IP or domain is explicitly
specified, or that it is part of the defined network or netgroups.
Pay attention to pitfall scenarios, where the network netmask is
not intuitive, for example, 192.175.255.254 is part of
192.168.0.0/12 but not of 192.168.0.0/16.
4
Once the mount succeeds, adjust the original options accordingly.

166 Troubleshooting
NFS Mount Fails Due to Netgroup Failure
Description This event is issued when client fails to mount an NFS export
because the required netgroup information cannot be attained.
Cause This error is usually the outcome of a communication error between
the NAS system and the NIS/LDAP server. It can be a result of
network issue, directory server overload, or a software malfunction.
Workaround Repeat the below process for each configured NIS server, each time
leaving just a single NIS used, starting with the problematic
NIS server.
1
Inspect the NIS/LDAP server logs and see if the reason for the
error is reported in the logs.
2
Network test:
a
Try pinging the NAS from a client located in the same subnet as
the NIS/LDAP server.
b
Try pinging the NIS/LDAP server from a client located in the
same subnet as the NAS.
If a packet loss is evident on one of the above, resolve the network
issues in the environment.
3
Using a Linux client located in the same subnet as the NAS and
configured to use the same directory server, query the netgroup
details from the NIS/LDAP server using the relevant commands.
Ensure that the reply is received in a timely manner (up to 3
seconds).
You can temporarily workaround the problem by removing the
netgroup restriction on the export and/or by defining an alternative
directory server.
Identify the relevant export and the options defined for it, while
focusing on the netgroup definition. Document the used netgroup
in order to restore it once the issue is solved and remove the
netgroup limitation.

Troubleshooting 167
NFS Mount Path Does Not Exist
NFS Owner Restricted Operation
Description Client tries to mount an unexisting mount path on a NAS container.
Cause This error usually occurs in one of the following scenarios:
• When accessing a system which is being restored from backup or
remote replication. The full directory structure is available only
when the restore is complete.
• When a client with an authorization to access a higher directory
in the same path deletes or alters a directory which is being
mounted by another client.
• When multiple users are accessing the same data set, it is
recommended to apply a strict permission scheme to avoid
this scenario.
Workaround 1
If the NAS system is being restored, communicate the current
status to the client and instruct the client to wait for the restore
process to complete.
2
In the other case, there are three options:
a
Restore the problematic path from a backup.
b
Manually create the missing directories to enable the mount.
Clients receive errors when trying to access existing data in a
deleted path.
c
Remove the export and communicate this to the client.
3
List all available exports on the NAS and identify the problematic
export. It should have an indication that it is not accessible.
4
Delete the export or create the directory where the export points to.
Description NFS client is not permitted to perform the requested action to the
specific file.
Cause NFS user attempted a chmod or chgrp operation while not
being the owner of the file.
Workaround This is a minor, user-level issue. Frequent events of this type may
indicate a malicious attempt to access restricted data.

168 Troubleshooting
NFS Write to Read-Only Export
NFS Write to Read-Only Volume
NFS Write to Snapshot
NFS Access Denied to a File or Directory
Description NFS client tries to perform modifications on a read-only export.
Cause An NFS export can be defined as a read-only export. A client
accessing a read-only export cannot perform write operations or
modify included files.
Workaround This event, by itself, does not require any administrative
intervention.
Description An NFS user tries to modify a file on a read-only volume.
Cause A NAS volume becomes read-only when it is set as the target in a
replication relation. Modifying a read-only volume is inhibited,
until the replication relation is removed and the volume returns to
a simple, normal state.
Workaround Inform the user(s) of the state of the NAS volume.
Description An NFS user tries to modify a file located in a snapshot.
Cause NAS volume snapshots cannot be modified by design.
Workaround Snapshot data cannot be modified. A snapshot is an exact
representation of the NAS volume data at the time of its creation.
Description User cannot access the NFS file or directory despite the fact that
the user belongs to the group owning the NFS object and the
group members are permitted to perform the operation.
Cause NFS servers (versions 2 and 3) use the Remote Procedure Call
(RPC) protocol for authentication of NFS clients. Most RPC
clients have a limitation, by design, of up to 16 groups passed to
the NFS server. If a user belongs to more than 16 UNIX groups, as
supported by some UNIX flavors, some of the groups are not
passed and are not checked by the NFS server and thus the user's
access may be denied.

Troubleshooting 169
Troubleshooting Replication Issues
Replication Configuration Error
Replication Destination Cluster is Busy
Workaround A possible way to verify this problem is to use newgrp to
temporarily change the primary group of the user and thus ensure
it is passed to the server.
The simple workaround, although not always feasible, is to remove
the user from unnecessary groups, leaving only 16 groups or less.
Description Replication between the source and destination NAS volumes fails
because the source and destination systems’ topologies
are incompatible.
Cause The source and destination systems are incompatible for
replication purposes.
Workaround Upgrade the PowerVault NX3500 which is down.
Description Replication between the source NAS volume and the destination
NAS volume fails because the destination cluster is not available to
serve the required replication.
Cause Replication task fails because the destination cluster is not
available to serve the required replication.
Workaround Administrators must verify the replication status on
destination system.

170 Troubleshooting
Replication Destination FS is Busy
Replication Destination is Down
Replication Destination is Not Optimal
Description Replication between the source NAS volume and the destination
NAS volume fails because the destination cluster file system is
temporarily unavailable to serve the required replication.
Cause Replication task fails because the destination cluster is temporarily
unavailable to serve the required replication.
Workaround The replication continues automatically when the file system releases
part of the resources. Administrators should verify that the replication
continues automatically after a period of time (an hour).
Description Replication between the NAS source volume and the NAS destination
volume fails because the destination NAS volume is down.
Cause Replication task fails since the file system of the destination NAS
volume is down.
Workaround Administrators should check if the file system is down in the
destination system using the monitoring section of the NAS
Manager. If the PowerVault NX3500 file system is not responding,
administrators should start the system on the destination cluster.
The replication continues automatically after the file system starts.
Description Replication between the NAS source volume and the NAS
destination volume fails because the destination NAS volume is
not optimal.
Cause Replication fails because file system of the destination NAS
volume is not optimal.
Workaround The administrators should check the system status of destination
system using the monitoring section of the NAS Manager to
understand why the file system is not optimal. The replication
continues automatically after the file system recovers.

Troubleshooting 171
Replication Destination Volume is Busy Reclaiming Space
Replication Destination Volume is Detached
Replication Disconnection
Description Replication between the NAS source volume and the NAS
destination volume fails because the destination NAS volume is
busy freeing up space.
Cause Replication task fails because the destination NAS volume is busy
freeing up space.
Workaround The replication continues automatically when the space is
available. The administrators should verify that the replication
automatically continues after a period of time (an hour).
Description Replication between the NAS source volume and the NAS
destination volume fails because the NAS destination volume is
detached from the NAS source volume.
Cause Replication task fails because the destination NAS volume was
previously detached from the source NAS volume.
Workaround The administrators should perform the detach action on the NAS
source volume. If required, reattach both NAS volumes in a
replication relation.
Description Replication between the NAS source volume and the NAS
destination volume fails because the connection between source
and destination systems is lost.
Cause Network infrastructure disconnection between the source and
the destination.
Workaround The administrator should check if the replication is automatically
restored. If the replication is not automatically restored, check the
network communication between the source cluster and the
destination cluster. Network communication can be checked by
using a third party system in the same subnet that can ping both
the source and destination clusters.

172 Troubleshooting
Replication Incompatible Versions
Replication Internal Error
Replication Jumbo Frames Blocked
Replication Destination Does Not Have Enough Space
Description Replication between the NAS source volume and the NAS destination
volume fails because the system version of the source NAS cluster is
higher than the system version of the destination cluster.
Cause Replication task fails since the system version of the NAS source
volume is higher than the system version of the destination cluster.
Workaround Administrators should upgrade the system version of the destination
cluster to match the system version of the source cluster.
Description Replication between the source and the destination NAS volumes
fails due to an internal error.
Workaround Contact Dell to resolve this issue.
Description Replication between the NAS source volume and NAS destination
volume fails because the jumbo frames are blocked over the network.
Cause Replication task fails because jumbo frames are blocked over
the network.
Workaround The administrator should verify that the network configuration
between the source cluster and the destination cluster has enabled
transferring jumbo frames across the switches or routers.
Description Replication between NAS source volume and NAS destination
volume fails because there is not enough space in the destination
NAS volume.
Cause Replication task fails because there is not enough space in the
destination NAS volume.
Workaround Increase the space of the destination NAS volume.

Troubleshooting 173
Replication Source is Busy
Replication Source is Down
Replication Source is Not Optimal
Description Replication between the NAS source volume and the NAS
destination volume fails because the file system of the source NAS
volume is busy replicating other NAS volumes.
Cause Replication task fails because the file system of the source NAS
volume is busy replicating other NAS volumes.
Workaround The replication continues automatically when the file system
releases part of the resources. The administrators should verify that
the replication is automatically continues after a period of time
(an hour).
Description Replication between the NAS source volume and the NAS
destination volume fails because the file system of source NAS
volume is down.
Cause The file system of the source NAS volume is down.
Workaround Administrators should check if the PowerVault NX3500 is down in
the source system, by checking the monitoring section of the NAS
Manager. If the PowerVault NX3500 is down, the administrators
should start the system on the source cluster. The replication
continues automatically when the file system starts.
Description Replication between the source and the destination NAS volumes
fails because the file system of the source NAS volume is not optimal.
Cause Replication fails since the file system of the source is not optimal.
Workaround The administrator should check the system status of source
system, using the monitoring section in the NAS Manager, to
understand why the file system is not optimal.

174 Troubleshooting
Replication Source Volume is Busy Reclaiming Space
Troubleshooting Active Directory Issues
Group Quota For an Active Directory User Does Not Work
Description Replication between the NAS source volume and the NAS
destination volume fails because the source NAS volume is busy
reclaiming space.
Cause Replication task failed since the source NAS volume is busy
reclaiming space.
Workaround The replication continues automatically when space is available.
Administrators should verify that the replication is automatically
continues after a period of time (an hour).
Description Group quota is defined for an Active Directory group; however,
when a group member consumes space, the actual usage of the
group does not grow and the group limitation is not enforced.
Cause The PowerVault NX3500 quota enforcement is performed based
on the UID and GID of the file (UNIX) or the SID and the GSID
of the primary group of the user (NTFS), if defined.
For Active Directory users, the Primary Group setting is not
mandatory, and if not defined, the used space is not accounted to
any group. For group quota to be effective with Active Directory
users, their primary group must be assigned.
Workaround To setup the primary group for an Active Directory user:
1
Open the Active Directory management.
2
Right-click on the desired user.
3
Select the
Member Of
tab.
4
The group you need should be listed. Click the group and then
click the
Set Primary Group
button.
Now quotas will take effect for the user's group.

Troubleshooting 175
Active Directory Authentication
Troubleshooting Active Directory Configuration
Description A valid Active Directory user fails to authenticate.
Cause Probable causes may be:
• The user is trying to authenticate using a wrong password.
• The user is locked or disabled in Active Directory.
• Active Directory domain controllers are offline or unreachable.
• System clock and Active Directory clock are out of sync.
Workaround 1
Check the PowerVault NX3500 system event log in the NAS
Manager for errors.
2
Verify that the user is not disabled or locked in Active Directory.
3
Verify that domain controllers are online and reachable using
the network.
4
Kerberos requires client/server clocks to be in sync. Verify the
system time is in sync with the domain controller time and if
required, configure the NTP setting of the system.
Description Unable to add Active Directory users and groups to CIFS shares.
Cause Probable causes may be:
• Unable to ping the domain using FQDN.
• DNS may not be configured.
• NTP may not be configured.

176 Troubleshooting
Troubleshooting BPS Issues
Backup Power Supply LED Displays a Solid Amber Light
Workaround When configuring the system to connect to an Active
Directory domain:
1
Ensure that you use FQDN and not the NETBIOS name of the
domain or IP address of the domain controller.
2
Ensure that the user has permissions to add systems to the domain.
3
Use the correct password.
4
See
DNS Configuration
tab and enter the correct information.
5
Configure the NTP information and ensure that the system time
matches the domain time.
6
If multiple NAS systems are used, ensure that you set different
NETBIOS names. The system defaults to CIFS Storage as the name.
7
Ensure that you select
Authenticate users' identity via Active
Directory and local users database
.
Description BPS LED is solid amber, with or without an audible alarm.
Cause Probable causes may be:
• The BPS is running on battery power with the battery charge
below 30% (low battery condition).
• Active alarm on the BPS.
Workaround If the BPS LED is solid amber and no audible alarm:
1
Verify that BPS AC in cable is plugged in, and that utility power
is present.
2
Check the NAS appliance event log for messages if the BPS is on
battery power.
3
Restore utility power.
For more information about the workaround, see "BPS Alarms" on
page 209.

Troubleshooting 177
Backup Power Supply LED Flashes Green and Amber
Backup Power Supply Displays a Blinking Amber LED
Description BPS LED displays green and amber, with or without an audible alarm.
Cause Probable causes may be:
• Flash upgrade is in progress
• BPS is in bootloader mode
Workaround If a flash upgrade is in progress, (slow alternating pattern between
green and amber) wait for about 10 minutes—After a service pack
upgrade procedure or a BPS module replacement procedure, a BPS
firmware upgrade may be required and is performed automatically
by the NAS appliance after the service pack upgrade reboot.
NOTE: During a firmware upgrade, do not disconnect the ACin cable
or USB cable on the BPS module.
If the BPS LED is in bootloader mode (fast alternating pattern
between green and amber):
1
Verify that ACin cable is connected to the BPS.
2
Verify that USB cable between the BPS module and NAS
appliance controller is connected.
3
Reboot the NAS appliance controller connected to the BPS.
Description BPS LED is blinking amber.
Cause A blinking amber LED indicates that the BPS is on battery power
due to loss of utility power, but not yet in low battery mode (when
charge is below 30%).
Workaround
• Locate the BPS that has a blinking amber LED in the rack.
Check the back of the BPS and verify that corresponding BPS
module has the ACin cable plugged in and other end of the cable
is plugged into the utility power.
• Verify the utility power is present.

178 Troubleshooting
BPS LED Is Off
Troubleshooting NAS File Access and
Permissions Issues
Cannot Change the Ownership of a File or a Folder
Description BPS LED is off and does not turn on when the power button
is pressed.
Cause This issue occurs either because the battery is not installed correctly,
there is no power to the BPS, or there is a hardware failure.
Workaround 1
Remove the BPS module bezel. Ensure that the battery is installed
properly and turn on the BPS by pressing the BPS power button.
2
Verify if the BPS cables are connected properly and that the utility
power matches the BPS specifications. LV models require a 120 V
input and HV models require a 208 V input. Turn on BPS by
pressing the BPS power button.
3
If none of the above actions resolves the issue, contact Dell
technical support.
Description Every file on the NAS system is owned by either a UNIX or NTFS
user. Inability to change ownership is treated differently,
depending on whether the access is native or non-native.
Cause The user is not authorized to perform the ownership change.
Workaround An authorized user should perform this action.

Troubleshooting 179
Cannot Modify NAS Files
Mixed File Ownership Denied
Problematic SMB Access From a Linux Client
Description A user or an application cannot modify a file.
Cause
• The client cannot modify a file due to lack of permissions on the file.
• The NAS volume has reached full capacity and the file system
denies any write requests, including overwrites.
• The NAS volume is a target in a replication relationship and is
read only.
Workaround 1
If the problem appears only on some files, this is a permission
issue. Verify that the user account has modify permissions on the
file or use a different user account.
2
If the problem is related to a specific NAS volume:
a
Verify there is enough free space on the NAS volume or expand it.
b
Verify that the accessed NAS volume is not a target of a replication.
Description Both file owner and group owner must be from the same identity
type (UNIX vs NTFS). An attempt to set different identity types
was detected.
Cause It is impossible to change only the file owner id to UID if the
original file ownership is SID/GSID.
Workaround To change the file ownership to UNIX style ownership, set UID
and GID at same time.
Description A Linux/UNIX client is trying to mount a PowerVault NX3500
share using SMB (using /etc/fstab or directly using smbmount).
A Linux/UNIX client is trying to access the file system using the
smbclient command, such as:
smbclient //<nas>/<share> -U
user%password -c ls

180 Troubleshooting
Strange UID and GID Numbers on Dell NAS System Files
Workaround It is recommended that you use the NFS protocol interfaces to
access the PowerVault NX3500 FluidFS systems from Linux/UNIX
clients. To workaround this issue:
1
Ensure that your admin creates NFS exports to same locations
that you use to access using CIFS and connect to them using
mount command from Linux/UNIX clients.
2
Use NFS based interfaces to access the PowerVault NX3500. For
example, from the NAGIOS Linux management system, use the
/check_disk
command instead of the
/check_disk_smb
command.
Description New files created from ubuntu 7.x clients get the UID and GID of
4294967294 (nfsnone).
Cause By default, ubuntu 7.x nfs clients do not specify rpc credentials on
their nfs calls. As a result, files created from these clients, by any
user, are owned by 4294967294 (nfsnone) UID and GID.
Workaround To force UNIX credentials on nfs calls, add the sec=sys option to
the PowerVault NX3500 mounts in the ubuntu fstab file.

Troubleshooting 181
Troubleshooting Networking Issues
Name Server Unresponsive
Specific Subnet Clients Cannot Access the PowerVault NX3500 System
Description All NIS, LDAP, or DNS servers are unreachable or not responding.
Workaround For each server:
1
Ping the server from a client on PowerVault NX3500 subnet and
verify it responds.
2
Issue a request to the server from a client on the PowerVault
NX3500 subnet and verify it responds.
3
Check server logs to see what causes the server not to respond
to requests.
Description Users (new or old), accessing from specific network(s), cannot
access the PowerVault NX3500 system.
Cause This issue is due to a conflict between the users' subnet addresses
and the NAS system internal network's address. The NAS system
routes the response packets to the wrong network.
Workaround 1
Check the internal network addresses of the NAS system and verify if
there is a conflict with the problematic client network addresses.
2
If a conflict exists, manually change the conflicting NAS internal
network address using either the NAS Manager or CLI.

182 Troubleshooting
Troubleshooting DNS Configurations
Determining the IQN of the PowerVault NX3500 Controllers Using CLI
Troubleshooting RX and TX Pause Warning Messages
Description Unable to connect to the PowerVault NX3500 using the system
name and/or unable to resolve host names.
Cause Probable causes may be:
• Unable to ping system using Fully Qualified Domain
Name (FQDN).
• Unable to connect to the NAS Manager using system name.
Workaround 1
Verify that the client IP information is set correctly.
2
Verify that the PowerVault NX3500 controller is configured to the
correct DNS server.
3
Contact DNS server administrator to verify the DNS record creation.
Description Determining the IQN of the PowerVault NX3500 controllers
using CLI.
Workaround Using an ssh client and the NAS Management VIP, log in to the
PowerVault NX3500 solution CLI as an admin.
From the command line type the following command:
system maintenance luns iscsi-
configuration view
Description The following warning messages may be displayed when the NAS
Manager reports connectivity in a Not Optimal state:
Rx_pause for eth(x) on node 1 is off.
Tx_pause for eth(x) on node 1 is off.
Cause Flow control is not enabled on the switch(es) connected to a
PowerVault NX3500 controller.
Workaround See the switch vendor's documentation to enable flow control on
the switch(es).

Troubleshooting 183
Troubleshooting NAS Manager Issues
NAS Dashboard is Delayed
NAS System Time is Wrong
Description NAS dashboard metrics is delayed and does not show the updated
values as soon as it updated.
Cause The NAS Manager view is refreshed every 40 seconds but the
information regarding specific metrics is collected in different
intervals, due to which there is no correlation between screen
refresh to actual metrics refresh.
Workaround Use the process in FluidFS that collects information regarding
various matrices in the system.
• Status fields (overall state, service status,
servers status)—Information is been collected every 40 seconds.
• Capacity—Information is collected every 1800 seconds.
• Current performance (NFS, CIFS, Replication, NDMP,
Network)—Information is collected every 40 seconds.
• Recent performance (the graph)—Information is collected every
60 seconds.
• Load balancing (CPU, number of connections)—Information is
collected every 40 seconds.
Description Scheduled tasks are running in wrong times. The date/time of
event log messages is wrong.
Cause
•The time on the NAS system is incorrect.
• No NTP server is defined for the NAS system.
• The NTP server servicing the PowerVault NX3500 is either down
or has stopped providing NTP services.
• There are network problems communicating with the NTP server.

184 Troubleshooting
Cannot Connect to the NAS Manager
Workaround 1
Identify the NAS NTP server from the
System Configuration/
Time Configuration
page. Record the host name(s) or IP
address(es) for further reference.
2
If no NTP server is defined, define one. It is recommended
synchronizing the NAS system clock with the NTP server used by
the Active Directory Domain Controller (ADDC). This avoids
time difference issues and possible authentication problems. In
many cases the ADDC is also the NTP server.
3
Verify that the NTP server is up and provides the NTP service.
4
Check the network path between the NAS system and the NTP
server, using ping, for example. Verify that the response time is in
the millisecond range.
Description Unable to connect to the NAS Manager.
Cause Probable causes may be:
• The user is attempting to connect using an incorrect IP address or
is using the wrong system name.
• The client computer's IP information is configured incorrectly.
• The user is using an incorrect user name or password.
• The user's browser properties are preventing the connection.
Workaround 1
Verify that the client's IP information is set correctly.
2
Verify that the DNS information is configured correctly.
3
Verify the user name and password.
4
Verify the proxy information in the browser's settings.
5
If you are using Microsoft Windows Server 2008, disable IE ESC.

Troubleshooting 185
Blank Login Screen
Troubleshooting Backup Issues
Troubleshooting Snapshots
Description Unable to connect to the NAS Manager and the login screen is blank.
Cause Probable causes may be:
• Java script is disabled.
•IE SEC is enabled.
Workaround
• If Java script is disabled, enable Java script. For information about
enabling Java script, see the browser's help.
• If IE SEC is enabled, disable it.
Description Taking and deleting snapshots fail.
Cause Probable causes may be:
• There are many client I/O requests waiting to be serviced,
including a request to remove a large directory.
• There are many snapshot creation/deletion requests being
currently processed.
• Another snapshot request for the volume is currently being executed.
• The total number of snapshots reached the system limit.

186 Troubleshooting
Workaround
• For a manual request failure, retry taking or deleting the snapshot
after a minute or two.
• If the request originated from the snapshot scheduler, wait
another cycle or two. If the failure persists, try taking or deleting
the snapshot manually on the same volume.
• Check the dashboard if the system is under heavy workload. If the
system is under a heavy workload, wait until the workload
decreases and reissue the snapshot request.
• Check the snapshot schedule. A very dense snapshot schedule has
a negative impact on the overall performance of the system. The
accumulated snapshot rate should not exceed 20 snapshots per
hour per system.
• Check the total number of snapshots in the system. If the number
is in the thousands, delete a few snapshots and retry.

Troubleshooting 187
Troubleshooting an NDMP Internal Error
Description Backup or restore fails with an internal error.
Cause NDMP internal errors are indicators of a file system not being
accessible or a NAS volume not being available.
Workaround If the backup application cannot connect to a NAS appliance:
1
Log in to the NAS Manager or open a remote terminal to
the appliance.
2
On the NAS Manager, go to
Data Protection
NDMP
NDMP
Configuration
page. In NAS CLI, go to
Data
Protection
NDMP
Configuration
menu.
3
Verify that NDMP is enabled. If NDMP is enabled, go to step 5.
– On the NAS Manager, the
Enabled
check box should be checked.
– In the NAS CLI, type
view
and ensure that
State
is set
to
Enabled
.
4
If NDMP is not enabled, enable it. For more information, see
"Backing Up and Restoring Data" on page 114.
5
Verify that backup application IP address is configured in NDMP.
– On the NAS Manager, the DMA server list should include the
IP address of the backup application.
– In the NAS CLI, type
view
and ensure that the
DMA Servers
list includes the IP address of the DMA application trying to
access the NAS appliance.
If the backup appliance can connect to a NAS appliance but
cannot log in, use
backup_user as the user name for the NDMP
client, while setting up the NDMP backup/restore in your backup
application.
The default password for NDMP client is Stor@ge!

188 Troubleshooting
Troubleshooting System Issues
Troubleshooting System Shutdown
To change the password:
1
Log in to the NAS Manager or open remote terminal to
the appliance.
2
In the NAS Manager, go to
Data Protection
NDMP
NDMP
Configuration
page. In NAS CLI, go to
Data Protection
NDMP
Configuration
menu.
3
In the NAS Manager, click
Change Password
. In the NAS CLI,
run the
set -Password "pwd"
command.
If the backup application can log into the NAS appliance, but if no
volumes are available for backup, verify that the NAS appliance has
NAS volumes created on it.
Description During a system shutdown using the NAS Manager, the system does
not stop and the controllers do not shutdown after 20 minutes.
Cause The system shutdown procedure is comprised of two
separate processes:
• Stopping the file system
• Powering down the PowerVault NX3500 controllers
The file system may take a long time to clean the cache to the
storage either due to lot of data, or due to an intermittent
connection to the storage.
During the powering down stage, the issue could be due to the OS
kernel hanging on the controller or failing to sync its state to the
local drive.
Workaround If the file system has stopped and if one of the controllers are still up,
you can physically power down the controller using the power button.
If file system has not stopped, you must let it continue working.
The file system reaches a 10 minute timeout, flushes its cache to
the local controllers, and continues the shutdown process.

Troubleshooting 189
NAS Container Security Violation
Multiple Errors Received During File System Format
Description NAS container security violation.
Cause Selecting security style for a NAS container dictates the dominant
protocol to be used to set permissions on files in this volume. NFS
for UNIX security style volumes and CIFS for NTFS security
style volumes.
Consequently, this makes some operations invalid:
• Setting UNIX permissions for a file in an NTFS Security
style container.
• Setting UID/GID ownership for a file in an NTFS Security
style container.
• Setting ACL for a file in a UNIX Security style container.
• Changing read-only flag for a file in a UNIX Security
style container.
• Setting SID/GSID ownership for a file on UNIX Security
style container.
The NAS container security style should reflect the main protocol
used to access its files.
Workaround If a user frequently needs to perform a cross-protocol security
related activity, split the data into separate NAS containers based
on the main access protocol.
Description You receive multiple errors during a file system format.
Cause Probable causes may be:
• Wrong SAN IPs are used in the PowerVault NAS Configuration
Utility (NASCU).
• Wrong IQNs used while defining hosts in the MDSM.
• Uneven number of LUNs are mapped to the host group.
• LUN size is below the minimum required size.
• Less than minimum number of required LUNs.

190 Troubleshooting
Workaround If wrong SAN IPs are used while running the PowerVault NASCU:
1
Verify that the MD discovery IP used while running the
PowerVault NASCU is on the same subnet as one of the two SAN
IPs configured on your controllers.
2
To verify MD discovery IP, log in to your NAS Manger IP using
CLI and run the following command:
Kjd
This command shows the MD discovery IP.
3
If the IP is not in the same subnet as the IPs configured for your
SAN, change the MD discovery IP to one of the subnets defined
on your controller's SAN A and B.
If wrong IQNs are used while defining hosts in MDSM, verify that
the IQNs displayed in MDSM match the controller IQNs. To
verify the controller IQNs:
1
Compare if the iqns displayed in MDSM are the same as the ones
under the
Mappings
tab in the hosts section in the NAS Manager.
2
If there is a mismatch, correct the IQNs used for the hosts in
MDSM and try formatting the system. The LUNs must be
discovered and formatted.
If the issue is due to uneven number of LUNs:
1
If an error is encountered, verify that even number of LUNs are
mapped to the host group. An odd number of LUNs is not
supported. LUNs have to grow in pairs starting from 2 to 16.
2
If uneven LUNs are used, correct the count by adding or removing
a LUN.
3
Try to format the system.
If the LUN size is below minimum requirements:
1
Verify that the LUNs are larger than the minimum required size of
125 GB.
2
If the LUNs are less than 125 GB, change LUN size to meet or
exceed the minimum required size.
3
Try to format the system.

Troubleshooting 191
Associating LUN Names to Virtual Disks
Identifying Controllers
If the LUN count is below the minimum requirements:
1
Verify that more than one LUN is mapped to the host group. The
minimum number of LUNs required is 2.
2
If the number of LUNs is less than 2, add LUNs to meet the
required minimum LUN count of 2.
3
Try to format the system.
Description Determining which LUNs in the PowerVault NAS Manager are
virtual disks in the Modular Disk Storage Manager.
Workaround Open the NAS Manager web interface and go to System
ManagementMaintenanceAdd Luns. This page displays all
LUNs that the PowerVault NX3500 cluster has access to (assigned
to the PowerVault NX3500 host group). Each LUN can be
identified using its world-wide name. In the NAS Manager web
interface, the LUN's world-wide name is preceded by a prefix.
Open MDSM and go to the Logical tab and click Virtual Disk.
The virtual disk world-wide identifier is displayed in the Properties
pane. This workaround enables you determine which virtual disks
are assigned to the NAS file system.
Description Identifying PowerVault NX3500 controllers.
Workaround To identify a controller, use the LCD located on the front panel of
the PowerVault NX3500 controller. The LCD displays
systemname.controller#.
For example, NX3500.Controller0

192 Troubleshooting
Troubleshooting NAS Configuration Utility Issues
Error Received While Running the PowerVault NASCU
Description Error occurred while running the PowerVault NX3500 NAS
Configuration Utility.
Cause The error could be caused by either hardware setup, network
switch configuration, or cluster system configurations.
Workaround If the discovery page displays a connection failure:
1
Check the MAC addresses for cluster controllers. Embedded NIC
1 MAC addresses can be found on system identification panel
(slide-out tag) located below the front bezel of NAS controllers.
2
Check if IPv6 is enabled on the management station where the
NAS Configuration Utility is running.
3
Check if system is already in service mode. If the system is in service
mode, the NAS Configuration Utility should block users from any
further action and guide them through exiting the utility.
If the failure is in the configuration NAS cluster page:
1
Capture the failure message screenshot from the NAS
Configuration Utility window during clusterization.
2
Collect the cluster configuration file, the NAS Configuration
Utility log file, and the result file from the installation directory
and zip the config folder from the installation directory.
3
The NAS Configuration Utility should lead users to the restore
window, where nodes are restored to standby mode.
4
Look for the failure messages in captured screen shot and find out
the potential cause of the failure. Correct those failures and
reconfigure the system using the NAS Configuration Utility.
5
If the failure still persists, collect all the files in a bundle package
and contact Dell support.

Troubleshooting 193
Cannot Launch PowerVault NX3500 NAS Configuration Utility
Description Cannot launch PowerVault NX3500 NAS Configuration Utility.
Cause Probable causes maybe:
• NAS Configuration Utility installer failed to install.
• JAVA runtime environment is not properly installed.
Workaround Perform the following:
• Determine if the NAS Configuration Utility installer
completed successfully.
• Check to see if the minimum of JRE1.4x is installed successfully.
– On Microsoft Windows, run java -version from command
console to display a valid JRE version.
– On Linux, run java --version from terminal console to display a
valid JRE version.

194 Troubleshooting

Command Line Interface 195
11
Command Line Interface
Overview
The PowerVault NX3500 Command Line Interface (CLI) provides a
convenient way to manage the PowerVault NX3500 system. It can be used to
configure subsystems, manage administrative users, enable licensed features,
and to monitor the system. The CLI contains a set of commands to view, edit,
add, delete, enable, disable, and set PowerVault NX3500 entities, such as
exports, shares, volumes, and accounts.
From the CLI, you can enter a specific menu and then execute its commands,
as required. The following commands are available throughout the system:
•
help
: lists the currently available menus or commands. At any moment
while using the CLI, you can either type "help" or type "
?"
to see the
available options/menus.
•
back
: moves back one level in the menus hierarchy.
•
main
: returns to the main menu.
•
exit
: exits the PowerVault NX3500 CLI.

196 Command Line Interface
Accessing the CLI
To access the CLI from an administrator workstation, use an SSH client, and
connect to the NAS Management VIP address you specified during cluster setup.
Figure 11-1. Accessing CLI via the NAS Management VIP
In a Linux prompt, type: ssh admin@<ipaddress>.
A Welcome window is displayed, listing the installed software version and the
available commands in the top level menu.
NOTE: Tab completion is available: type the first few characters of the command or
menu name and press the Tab key. The name is completed to the longest
unambiguous sub-string. Press the Tab key again to see the available commands
beginning with the given string.
For example, to access a system that was defined with a NAS Management
VIP of 10.10.1.200:
# ssh admin@10.10.1.200

Command Line Interface 197
The authenticity of host '10.10.1.200
(10.10.1.200)’ can't be established.
RSA key fingerprint is:
1b:13:7c:9d:12:e2:74:69:4e:8c:93:75:1a:93:94:b5.
Are you sure you want to continue connecting
(yes/no)? yes
Failed to add the host to the list of known hosts
(/users/john/.ssh/known_hosts).
admin@172.41.2.202's password: Stor@ge!
Last login: Sun Dec 26 03:04:51 from 172.41.200.12
Welcome to "NX3500-sup3" (1.0.326)
Installed on Thu Dec 23 07:38:45 IST 2010
Hello admin, welcome to the NAS Manager command
line interface (version 1.0.366)!
CLI Menu Options
The following menus and menu options are available with the
PowerVault NX3500.
Table 11-1. CLI Menu Options
Menu Options
data-
protection
The data-protection menu lets you set the backup and snapshot
configuration to protect your data. It includes the following menu items:
replication: lets you utilize an additional storage repository.
snapshots: lets you freeze and restore the files to a previous state.
anti-virus: lets you manage anti-virus hosts.
ndmp: lets you configure backup service and watch active-jobs.

198 Command Line Interface
system The system menu lets you configure various system-wide properties. It
includes the following menu items:
general: lets you view general system information, configure
administrator users and manage system licensing.
time-configuration: lets you configure the time zone and NTP server.
monitoring-configuration: lets you configure e-mail support, syslog
and SNMP.
maintenance: lets you stop or start the system, save the system
configuration, attach and detach controllers and do iSCSI luns discovery.
protocols: lets you configure the file system protocols.
authentication: lets you select the required NIS and LDAP settings,
configure the Active Directory, manage users and groups, and configure
user mappings.
networking: lets you configure a variety of network settings.
access The access menu lets you define quotas, file system options, and
configure NAS volumes. It includes the following menu items:
quota: lets you set default and individual quotas for users and groups
in volumes.
cifs-shares: lets you set the CIFS shares options.
cifs-home-shares: lets you set the CIFS home shares options.
nfs-exports: lets you set the NFS export options.
nas-volumes: lets you configure NAS volumes.
events The events menu lets you monitor your PowerVault NX3500 system by
detecting normal and abnormal events.
Table 11-1. CLI Menu Options
(continued)
Menu Options

Command Line Interface 199
monitor The monitor menu lets you monitor your PowerVault NX3500 system.
It includes the following menu items:
quota: lets you view the system quota usage.
traffic-statistics: lets you view system various statistics, for example,
CIFS/NFS IO read/write per second.
replication: lets you view the status of previous and current remote
replication tasks.
connections: lets you view the connections to the system via CIFS protocol.
export-data: lets you create CSV (comma separated values) reports for
over-time analysis of performance, load balancing and capacity.
system-validation: lets you validate the system configuration
functionality wise.
hardware-components: lets you view the status of the controllers, BPS
devices and storage subsystems.
diags The diag menu lets you run general, network, protocols and
performance diagnostics on the system.
service-
pack
The service pack menu keeps your PowerVault NX3500 system up to date.
Table 11-1. CLI Menu Options
(continued)
Menu Options

200 Command Line Interface

Internationalization 201
12
Internationalization
Overview
The PowerVault NX3500 system provides full Unicode support allowing
support of various languages concurrently. Directories and file names are
maintained and managed internally in Unicode format (UTF-8).
Regardless of the encoding type used by the client who creates a file, the
PowerVault NX3500 system stores its file name or directory name in Unicode
format. When a non-Unicode client creates a file on a share, mount or
volume, the file is immediately converted to the appropriate Unicode
representation by the PowerVault NX3500 system.
Unicode Client Support Overview
Unicode clients may access Unicode directories and files natively, while other
non-Unicode clients (such as Windows 98, Windows ME, Mac OS 9.x
clients) may gain access to the file system due to the PowerVault NX3500
systems' ability to provide code page conversions of file names, directories,
shares and volumes, according to the code page used by the client.
Native Unicode clients include the following:
• Microsoft Windows 7/Server 2008 R2
• Microsoft Windows Vista/Server 2008
• Microsoft Windows XP
• Microsoft Windows 2000/2003
• Microsoft Windows NT
• UNIX-based clients

202 Internationalization
NFS Clients
NFS clients may configure a different code page for different shares, while
supporting concurrently non-Unicode clients that use different languages.
For further information on configuring code pages see "Managing NFS
Exports" on page 97.
CIFS Clients
CIFS users may configure a code page to be used for all non-Unicode
Windows and DOS clients.
NOTE: The web Interface provides full Unicode support. To display and use
Unicode data using the CLI, a UTF-8 XTERM should be used.
Unicode Configuration Parameters
The following configuration parameters may contain Unicode characters.
Table 12-1. Unicode Configuration Parameters
Parameter Unicode Character
CIFS Server description
Home Shares Directory name
SNMP Contact
Location
NFS Exports Directory name
CIFS Shares Name
Directory
Description
Users
Groups

Internationalization 203
Unicode Configuration Limitations
Following are the Unicode configuration limitations:
• File Size and Directory Name
• Clients Compatibility Problems
• Japanese Compatibility Issues
File Size and Directory Name
The size of the file and the directory names are limited to 255 bytes, which
may be less than 255 characters when using Unicode, because each UTF-8
character occupies between one and six bytes.
Clients Compatibility Problems
In some cases different vendors use different UTF-8 encoding for the same
code page entries. The result is either be that these characters are not
displayed, or that these are substituted by other characters similar in shape.
Japanese Compatibility Issues
Administrators using the CLI are able to enter Japanese characters in
configuration parameters only through the web interface, because XTERM
applications such as KTERM does not enable you to use UTF-8 characters.
The following table details the Japanese incompatible characters.
Table 12-2. Japanese Incompatible Characters
Character UNIX Windows Macintosh
WAVE DASH
(~)
U+301C (WAVE
DASH)
U+FF5E
(FULLWIDTH
TILDE)
U+301C (WAVE
DASH)
DOUBLE
VERTICAL
LINE (||)
U+2016
(DOUBLE
VERTICAL LINE)
U+2225
(PARALLEL TO)
U+2016 (DOUBLE
VERTICAL LINE)
MINUS SIGN (-) U+2212 (MINUS
SIGN)
U+FF0D
(FULLWIDTH
HYPHEN MINUS)
U+2212 (MINUS
SIGN)

204 Internationalization
The PowerVault NX3500 provides a special code page for the CIFS service, to
support portability between protocols. If you are working in a multi-protocol
environment and wish to share files and directories between protocols, it is
recommended to use this option.
When the CIFS service is configured to use UTF-8-JP for the internal
encoding (UNIX code page), Windows incompatible encoding is mapped to
the appropriate UNIX/ Mac O/S encoding on PowerVault NX3500. This
ensures that in any case correct and incorrect characters are mapped correctly.
OVERLINE (  ̄)U+FFE3
(FULLWIDTH
MICRON)
U+FFE3
(FULLWIDTH
MICRON)
U+203E
(OVERLINE)
CENT SIGN (¢) U+00A2 (CENT
SIGN)
U+FFE0
(FULLWIDTH
CENT SIGN)
U+00A2 (CENT
SIGN)
POUND SIGN
(#)
U+00A3 (POUND
SIGN)
U+FFE1
(FULLWIDTH
POUND SIGN)
U+00A3(POUND
SIGN)
NOT SIGN (¬) U+00AC (NOT
SIGN)
U+FFE2
(FULLWIDTH
NOT SIGN)
U+00AC (NOT
SIGN)
Table 12-2. Japanese Incompatible Characters
(continued)

Frequently Asked Questions 205
13
Frequently Asked Questions
NDMP
1
Is NDMP a High Availability (HA) protocol? What happens if a backup
session is interrupted due to connection loss?
NDMP is not HA. A session that is interrupted is terminated.
2
How does NDMP work?
At the beginning of the NDMP session, a Fluid File System
(
FluidFS)
snapshot is taken on the target NAS filesystem. This snapshot is then
transferred over to the Data Management Application
(
DMA). At the
end of the session the snapshot is deleted.
3
Are NDMP snapshots special?
No, they are regular one-time FluidFS snapshots.
4
Who provides load balancing?
NDMP has no load balancing built in. Single DMA backing up 10
volumes from single client VIP force all 10 sessions on the same node.
Use DNS round-robin to provide load balancing, by specifying a DNS
name of your NAS appliance in the DMA.
5
Why do I see ndmp_backup_xxxx_nodeX snapshot on my volume?
This is the snapshot taken by NDMP. After a successful backup session,
this snapshot is deleted. If backup session is terminated with an error, the
snapshot may be left in place, and can be safely deleted manually.
6
How many DMAs can run backup at any given time?
Up to 16 DMAs can be set up on PowerVault NX3500. There is no
limit on the number of DMAs taking backup at any point in time.

206 Frequently Asked Questions
7
Can I restore a single file?
Yes.
8
Can I restore old backup to another NAS appliance?
Yes.
9
Can I restore backup to another NDMP appliance?
Yes. The data from NDMP is sent in raw format, so the target
appliance supports it.
10
Can I see which active backups are currently in progress?
Yes, using NAS CLI you can see the active backups currently in
progress, run
data-protection ndmp active-jobs
list.
11
Can I use NDMP to backup a network drive I have mapped to my client?
No, you cannot use NDMP to backup a network drive.
Replication
1
How does replication work?
Replication utilizes FluidFS snapshot technology and other
calculations to ensure the replicated virtual volume's data matches the
source virtual volume data at the date and time a replication task was
started. Only the blocks that have been modified since the last
replication task are transferred over the client network.
2
How long does replication take?
This depends on the amount of data on the virtual volume and the
amount of data that has changed since the last replication cycle.
However, replication is a lower level task which receives priority over
serving data. Typically, replication with little changes finishes in less
than a minute.
3
Can I replicate a virtual volume to multiple virtual target volumes?
No, once a source volume has a replication policy with a target virtual
volume, neither virtual volume can be used for replication (source or
destination).

Frequently Asked Questions 207
4
Why can I not write to the target virtual volume with NFS or CIFS?
Once a replication policy is set, the target virtual volume is read only.
When the replication policy is detached, the target virtual volume will
no longer be read only.
5
I am on the target system and I cannot trigger a replication for my
destination virtual volume.
Replication operations must be performed on the source virtual volume.
6
Can I replicate to the same system?
Yes, you can replicate from one source virtual volume to a destination
virtual volume on the same system.
7
Is bi-directional replication supported between two systems?
Yes, you can have a mix of target volumes and source volumes on
replication partners.
8
Can I have multiple replication partner systems?
Yes, multiple replication partners are allowed; however, you cannot
replicate one virtual source volume to multiple target volumes.
9
When I delete the replication policy, I am asked if I want to apply the
source volume configuration to the target volume configuration. What
does this mean?
This means that you have the option to transfer all virtual volume level
properties (security style, quotas, NFS exports, CIFS shares, and so on) to
the target volume. You may want to do this if this virtual volume will take
the place of the source virtual volume and in other IT scenarios.
10
My client network slows down while replicating. Can I change the priority
of replication against serving clients?
This is by design. Replication is a lower level process and takes priority
over serving clients. Typically, replication finishes in under a minute.
11
Why can I not delete the replication policy from the target virtual volume?
This is by design. All configuration changes should be made on the
source virtual volume. If the system in which the source volume
resides cannot be reached (it is down, missing, and so on) you can
delete the replication policy on the destination.

BPS Alarms 209
A
BPS Alarms
This chapter provides information about the external alarm conditions of the
Dell backup power supply (BPS).
NOTE: The Dell BPS LED is solid amber with an audible alarm.
Table A-1. External Alarm Conditions
Alarm Description Audible Corrective Action
Battery
disconnected
Battery voltage is lower
than the batteries
disconnected level
defined for this UPS.
This may be due to a
blown fuse,
intermittent battery
connection, or battery
cable being
disconnected.
If EBMs are attached
this alarm does not
trigger unless the EBMs
are also disconnected
since they are paralleled
with the battery bus.
Beeping Reconnect the battery by
following the steps in the
Getting Started Guide.
Service
battery
A faulted battery string
has been detected and
as a result the battery
charger has been
disabled until it is
replaced.
Beeping Battery needs to be replaced.
Contact Dell.
Input AC over
voltage
Utility RMS voltage
greater than maximum
valid utility threshold.
Beeping Check the utility power.

210 BPS Alarms
Site wiring
problem
Site Fault detection is
supported on LV and
HV models anytime
there is a Neutral
connection and it is an
LV model or has been
manually enabled on
the HV model.
Alarm triggers when the
difference between
ground and neutral
voltage is >= 25Vrms.
Beeping Check the site wiring.
Output
overload level
L2
Load greater than level
2 threshold and less
than level 3 threshold.
Alarm clears when the
load drops below 5% of
the set point.
Beeping Contact Dell.
Output
overload level
L3
Load greater than level
3 threshold.
Alarm clears when the
load drops below 5% of
the set point.
Beeping Contact Dell.
Battery DC
over voltage
Battery voltage levels
have exceeded the
maximum allowable
limits.
Beeping Contact Dell.
Inverter AC
over voltage
UPS has detected
abnormally high
inverter output voltage
levels.
Beeping Contact Dell.
Inverter AC
under voltage
UPS has detected
abnormally low inverter
output voltage levels.
Beeping Contact Dell.
Table A-1. External Alarm Conditions
(continued)
Alarm Description Audible Corrective Action

BPS Alarms 211
Output short
circuit
Indicates that the UPS
has detected
abnormally low
impedance placed on its
output and considers it
a short circuit.
Beeping Contact Dell.
Heatsink over
temperature
The UPS has detected
that one of its heat
sinks has exceeded the
maximum operating
temperature defined by
Hardware.
Beeping Contact Dell.
Fatal
EEPROM
fault
Set in parallel with
EEPROM Range Check
Failure, Incorrect
Model EEPROM Map,
and EEPROM
Checksum Failure
alarms.
Continuous Contact Dell.
Fan failure UPS has detected that
one or more fans are not
functioning properly.
Continuous Contact Dell.
Table A-1. External Alarm Conditions
(continued)
Alarm Description Audible Corrective Action

212 BPS Alarms
Table A-2. External Alarm Conditions
Alarm Description Audible Corrective Action
Output
overload
Load levels are at or
have exceeded the
configurable threshold
limit for a Level 1
Overload condition.
(Default 100% of
nominal watts rating
but is configurable
from the LCD to be
10–100%).
Alarm clears when the
load drops below 5% of
the set point.
Slow
intermittent
Contact Dell.
Battery test
failed
A weak battery string
was detected during
the last battery test.
Slow
intermittent
Replace the battery. Contact
Dell.
Input AC
under voltage
Utility RMS voltage
less than minimum
valid utility threshold.
Slow
intermittent
Check the utility power.
Input
Under/Over
Frequency
Utility frequency out of
usable frequency range.
Slow
intermittent
Check the utility power.

Cabling Recommendation 213
B
Cabling Recommendation
NOTE: The following cabling recommendation is applicable for existing MD-Series
implementations.
Figure B-1. Dedicated SAN Solution in the High Availability Option
Controller 0
Controller 1
Client Switches
MD32xx0i
SAN Switches

214 Cabling Recommendation

Index 1
Index
A
Administrator
adding, 125
changing password, 125
modifying, 126
modifying email filter rules, 126
removing, 126
Antivirus, 119
hosts, 119
Architecture
,21
B
Browser Requirements, 69
C
CIFS Parameters
configuring, 139
CIFS Shares
adding, 99
configuring level permissions, 103
managing, 99
modifying, 99
removing, 104
D
Data
backing up and restoring, 114
replication, 108
DMA Servers
modifying list, 117
DNS Domains
adding, 137
deleting, 137
DNS Server
adding, 136
configuring, 136
removing, 136
E
Event
search, 88
H
Host Group, 51
Hosts
define, 62
Host-to-Virtual Disk
Mappings, 52

Index 2
L
Local Groups
adding, 129
deleting, 129
managing, 128
modifying, 129
Local Users
adding, 127
deleting, 128
managing, 127
modifying, 128
M
Managing
client access, 123
system, 123
MD Storage Solution
setting up, 45
Monitoring
events, 87
N
NAS Manager
accessing, 69
action bar, 71
admin tabs, 71
admin tree, 71
configuration wizard, 64
overview, 70
search bar, 72
toolbar, 71
web interface, 64
NAS System Setup Worksheet
completing, 42
NAS Volumes, 91
adding, 96
managing, 95
modifying, 96
removing, 96
usage considerations, 93
NDMP
changing password, 117
design considerations, 119
displaying active jobs, 118
enabling support, 116
terminating active job, 118
NFS Exports
managing, 97
modifying, 97
removing, 98
NTP Server
removing, 141
P
PowerVault NAS Configuration
Utility
installing, 53
launching, 54
running, 53
PowerVault NX3500
adding LUNs, 147
expanding storage capacity, 146
Key Features, 23

Index 3
Maintaining, 143
managing, 121
monitoring, 73
protecting data, 107
reinstalling, 150
replacing controller, 151
running diagnostics, 148
shutting down, 143
turning on, 144
views, 23
Q
Queries
defining, 89
R
Replication
activating, 109
adding a partner, 110
deleting a policy, 110
managing policies, 110
removing a partner, 111
setting up a partner, 110
S
Snapshot
adding or modifying policy, 112
creating without a policy, 112
deleting, 113
Snapshots
activating, 112
managing, 111
Static Route
deleting, 138
Static Routes
adding, 137
managing, 137
modifying, 137
System Requirements, 30
T
Topology
Switch, 30
Troubleshooting
active directory issues, 174
backup issues, 185
BPS issues, 176
CIFS issues, 155
NAS configuration utility
issues, 192
NAS file access and permissions
issues, 178
NAS manager issues, 183
networking issues, 181
NFS issues, 161
Replication Issues, 169
RX and TX pause warning
messages, 182
system issues, 188

4Index











