Anaplan Connect Guide User
User Manual:
Open the PDF directly: View PDF .
Page Count: 56
- What's New in Anaplan Connect 1.4
- Introduction
- Download and Setup
- Configure the Batch File
- Certificate Authentication using KeyStore
- Upload and Download Files
- Create an Import Batch Script
- Create an Export Batch Script
- Create a File to Run Other Actions
- Create a Batch Script to run a Process
- Log Files in Anaplan Connect
- Troubleshooting Tips
- Appendix A: Network Drive as Location for Anaplan Connect
- Appendix B: Java Compatibility
- Appendix C: List of all Operation Commands
- Appendix D: JDBC for Oracle, Access, and Excel
- Appendix E: Import a JDBC Connection for a Microsoft SQL Server Database
- Appendix F: Import through an ODBC Connection for an Oracle Database
- Bookmarks

Anaplan Connect Guide
Version 1.4

Table of Contents
What's New in Anaplan Connect 1.4 iii
New and Updated Features iii
Changes to Behavior iii
Introduction 1
Prerequisites 2
Access to Anaplan model with the actions configured 2
Java version and third-party data sources 2
Firewall and Proxy Access 2
If you’re using an SSO-enabled workspace 3
Download and Setup 4
Work with Batch (.bat) Files 5
Configure the Batch File 7
Locate the Workspace ID and Model ID 7
Locate the Actions for Anaplan Connect to Perform 7
Certificate Authentication using KeyStore 8
Create the KeyStore 8
Use Keystore with Anaplan Connect 9
Example Run script 9
Upload and Download Files 11
Upload sequence diagram 11
Example batch file for upload 12
Create an Import Batch Script 13
Import/Export Sequence Diagram 13
Set the Import Operation 14
Linux example for Import 15
Linux Import code 16
Model-to-model Import 16
Create an Export Batch Script 19
Example Batch file for Export 19
Version 1.4 i © Anaplan 2018

Set the Export Operation 19
Linux Example for Export 20
Create a File to Run Other Actions 21
Example Batch file for Delete 21
Set the Delete operation to delete items from a list 21
Create a Batch Script to run a Process 24
Set the Process Operation 24
End Users versus Workspace Administrators 25
Scheduling an import or export 26
Windows 26
Scheduler for Windows XP 26
Scheduler for Windows 7 26
Linux or Mac OS 27
Log Files in Anaplan Connect 28
Troubleshooting Tips 33
Getting Debug Information 33
Symptoms and Remedies 33
Appendix A: Network Drive as Location for Anaplan Connect 36
Appendix B: Java Compatibility 38
Create a shell script to set the JAVA_HOME environment variable 38
Create a replacement script 38
Appendix C: List of all Operation Commands 40
Appendix D: JDBC for Oracle, Access, and Excel 45
Appendix E: Import a JDBC Connection for a Microsoft SQL Server Database 47
Preparation 47
Appendix F: Import through an ODBC Connection for an Oracle Database 50
Set the ODBC operation 51
Version 1.4 ii © Anaplan 2018

What's New in Anaplan Connect 1.4
Welcome to Anaplan Connect 1.4. The following are changes in features and behavior in this release:
New and Updated Features
New and updated features in Anaplan Connect 1.4 include:
lUse of the new and improved Anaplan v2.0 integration API.
lEnabling customers to use certificates, obtained from public Certificate Authorities, for Anaplan
authentication. For more information, see Certificate Authentication.
lEnabling users to configure retry timeout and number of retries. For more information, see Appendix
C: List of all Operator Commands.
lConfigurable chunk sizes for imports, ranging from 1 to 50 MB. For more information, see Appendix
C: List of all Operator Commands.
lImproved screen logging, including timestamp, classpath for debug lines, Linux process ID, and
more. For more information, see Log Files in Anaplan Connect.
lBetter security and ease of querying using JDBCparameters moved to ”properties” file.
Changes to Behavior
With Anaplan Connect 1.4, users can run API calls against their default Tenant only. This change provides
enhanced security.
Workaround:If you have to access Anaplan models across multiple tenants and want to run
Anaplan Connect 1.4 integrations in these tenants, create different user IDs for different Tenants
and use these user IDs to run your integrations.
What's New in Anaplan Connect 1.4
Version 1.4 iii © Anaplan 2018

Introduction
Anaplan Connect is an API Client with a command-line interface that supports the following types of
Anaplan actions:
limport
lexport
ldelete - Delete from List using Selection to remove specific items from a list.
lprocess - a combination of the other types of actions
lupload
The advantages include:
lNo need for manual work in the Anaplan GUI for each run. You can schedule jobs to run automatically
at the interval you want
lNo need to code a full-scale software application
lIntegration with Anaplan's version 2 API for enhanced security.
This document shows you how to write a file of commands for your operating system.
Windows Linux
Write the batch (.bat) file using TextPad,
SublimeText, Notepad, or similar
TextPad SublimeText Write the script (.sh) file using
nano, vi, SublimeText, or similar
Use a command prompt to run a batch file, such
as myImport.bat Use Terminal to run a shell script, such as myImport.sh
Example:A batch file named RunMyImport.bat that loads a text file, Europe.txt, onto the Anaplan server. If
you also use a scheduling tool, the batch file can run itself at any hour and interval you choose (daily, weekly)
without you having to log onto Anaplan or be present.
Anaplan Connect compresses the files during upload. Do not refer to zip files in the .bat or .sh file,
this is not supported.
Introduction
Version 1.4 1 © Anaplan 2018

Prerequisites
Access to Anaplan model with the actions configured
Open an Anaplan model that already has the actions (Import, Export, Delete, or Process) that you want
Anaplan Connect to run.
If you do not have access to Anaplan, work with someone who has the ability to create actions in
Anaplan.
Java version and third-party data sources
lAn installation of Java 7 or 8. If you want to use Anaplan Connect to import from an ODBC data
source, note that Java 8 does not support the JDBC-ODBC Bridge (see
https://blogs.oracle.com/Lance/entry/removal_of_the_jdbc_odbc).
lAnaplan Connect supports Java Database Connectivity (JDBC), which means it is possible to work
with many third-party data sources.
lJDBC for Oracle, Access, Excel
lImport through a JDBC Connection for a Microsoft SQL Server database
Firewall and Proxy Access
Whitelist api.anaplan.com in your firewall and any proxies your organization uses.
Introduction
Version 1.4 2 © Anaplan 2018

If you’re using an SSO-enabled workspace
If the actions you want Anaplan Connect to run are for models in a workspace using single sign-on, we
recommend using Certificate Authority (CA)Authentication.
If you use Anaplan's Basic authentication, the Anaplan Connect Single Sign-on (SSO) user must be an
Exception User. An Exception User can authenticate by username and password or by certificate, rather
than through SAML.
See: https://help.anaplan.com/anapedia/Content/Administration_and_Security/Security/Single_Sign-
on.html.
Introduction
Version 1.4 3 © Anaplan 2018

Download and Setup
1. Go to the Downloads page in Anapedia.
2. Fill in the information on the Anaplan Download Form.
3. On the File Download list, select Anaplan Connect v1.4 (API Client), and click Submit.
4. Click the here link and save the zip file to your hard drive.
5. Extract the zip to a directory.
Note: If the folder name contains parentheses, an error might occur when using Anaplan Connect.
Do not install Anaplan Connect to a folder that has parentheses in its name. For example,
Program Files (x86).
Download and Setup
Version 1.4 4 © Anaplan 2018

Work with Batch (.bat) Files
In your Anaplan Connect installation folder, at
examples\example.bat
, is the following code:
@echo off
rem This example loads a source text file and runs an Anaplan import into
a module.
rem For details of how to configure this script see doc\Anaplan Connect
User Guide.doc
set AnaplanUser="fred.smith@mycompany.com:password"
set WorkspaceId="My Workspace"
set ModelId="My Model"
set Operation=-file "My Source.txt" -put "C:\My Source.txt" -import "My Module
from My Source.txt" -execute
-output "C:\My Errors.txt"
rem *** End of settings - Do not edit below this line ***
setlocal enableextensions enabledelayedexpansion || exit /b 1
cd %~dp0
if not %AnaplanUser% == "" set Credentials=-user %AnaplanUser%
set Command=.\AnaplanClient.bat %Credentials% -workspace %WorkspaceId% -
model %ModelId% %Operation%
@echo %Command%
cmd /c %Command%
pause
where:
fred.smith@mycompany.com:password your Anaplan login credentials
My Workspace your workspace ID or workspace name
My Model your model ID
My Source.txt a flat file in your local host
C:\My Source.txt full path to the flat file in your local host
Download and Setup
Version 1.4 5 © Anaplan 2018

C:\My Errors.txt
full path to where you want Anaplan Connect to create a dump
file in your local host. The dump file contains the records that
could not be imported.
Copy the example.bat file up one directory, to the root of your Anaplan Connection installation, and rename
it
myFirstTest.bat
. This location guarantees that Anaplan Connect can use any batch file you create.
Download and Setup
Version 1.4 6 © Anaplan 2018

Configure the Batch File
Every batch file contains the following information:
lUser Name and Password - unless you are using Certificate-based Authentication.
lWorkspace ID - Unique and will not change
lModel ID - Unique to each model and will not change
lAction from Anaplan, such as a specific Import or Export
When running a batch file or script at an interactive terminal, the user is prompted for the password if it is not
included in the script.
Integration jobs can take longer than the 30 minutes allocated to an Auth token, Anaplan Connect allows
calls to be made to the API after this expiry limit without re-entering the authentication details.
Warning: A script that runs without user interaction must contain the credentials, so take
measures to secure the file, machine, and account.
Locate the Workspace ID and Model ID
1. Log in to Anaplan.
2. Open the model you want to use.
3. In the upper-right corner, click Help > About. The About dialog displays the values of the workspace
and model IDs.
4. Copy the workspace ID to the line of your batch file that begins with
set WorkspaceId="
.
5. Copy the model ID to the line of your batch file that begins with
set ModelId="
.
Locate the Actions for Anaplan Connect to Perform
1. Open the Anaplan model that has the actions you want Anaplan Connect to perform.
2. In Model Settings > Actions, note the exact names of the actions, including capitalization and file
extensions.
Configure the Batch File
Version 1.4 7 © Anaplan 2018

Certificate Authentication using KeyStore
Certificate Authority (CA) authentication lets you use certificates from an external public certificate authority
with Anaplan APIs and Anaplan Connect. To use CA authentication with Anaplan APIs and Anaplan
Connect, your users must submit certificates with a valid, recognized external public CA as the root
certificate. For more information, see Administration: Certificates in Anapedia.
Storing sensitive pieces of information like your certificate private keys in the filesystem can be insecure. It’s
good practice to use a Java KeyStore (JKS) to protect the private key and certificate with a KeyStore
password. Anaplan Connect can work with such KeyStores if they have been created for Anaplan Connect
to consume.
Create the KeyStore
You need the following command-line tools for this procedure:
Tool Location
openssl https://www.openssl.org/source/
keytool https://sourceforge.net/projects/keytool/
Windows users must run commands through PowerShell as Administrator in Windows.
1. Create a PKCS12 bundle called "
keystore bundle.p12
" from the Private-Key and the CA Certificate.
Make sure you use a suitable keystore alias to uniquely identify the entry as this name is required for
the
-keystorealias
argument when you run Anaplan Connect.
$ openssl pkcs12 -export -in <CERTIFICATE.pem> -inkey <PRIVATE_
KEY.pem> -out keystore_bundle.p12 -name
<KEYSTORE_ALIAS> -CAfile <CERTIFICATE.pem> -caname root
You are prompted for your Keystore password.
2. Use the PKCS12 bundle to create the JKS keystore called "my_keystore.jks".
$ keytool -importkeystore -deststorepass <KEYSTORE-PASSWORD> -
destkeystore my_keystore.jks
-srckeystore keystore_bundle.p12 -srcstoretype PKCS12
You are prompted for your Keystore password. The
.jks
file contains your KeyStore that securely
holds the Private-Key and the CA Certificate.
Certificate Authentication using KeyStore
Version 1.4 8 © Anaplan 2018

Use Keystore with Anaplan Connect
Use the Keystore with Anaplan Connect by providing to the
-keystore, -keystorepass
and
-keystorealias
arguments with values used when building the Keystore.
Example Run script
#!/bin/sh
# This example runs a Keystore with Anaplan Connect
CACertPath="/path/to/CA.crt"
KeyStorePath="/path/to/keystore.jks"
KeyStorePass="your_password"
KeyStoreAlias="your_test_alias"
WorkspaceId="<WORKSPACE_ID>"
Operation="-debug -service 'https://api.anaplan.com' -auth
'https://auth.anaplan.com' -w ${WorkspaceId} -M"
#________________ Do not edit below this line __________________
if [ "${CACertPath}" ]; then
Credentials="-keystore ${KeyStorePath} -keystorepass ${KeyStorePass} -
keystorealias ${KeyStoreAlias}"
#Credentials="-certificate ${CACertPath} -keystore ${KeyStorePath} -
keystorepass ${KeyStorePass}
-keystorealias ${KeyStoreAlias}" # THIS IS ANOTHER APPROACH OF
PROVIDING THE RAW CERTIFICATE VIA -certificate
fi
echo cd "`dirname "$0"`"
cd "`dirname "$0"`"
if [ ! -f AnaplanClient.sh ]; then
echo "Please ensure this script is in the same directory as
AnaplanClient.sh." >&2
exit 1
elif [ ! -x AnaplanClient.sh ]; then
Certificate Authentication using KeyStore
Version 1.4 9 © Anaplan 2018

echo "Please ensure you have executable permissions on
AnaplanClient.sh." >&2
exit 1
fi
Command="./AnaplanClient.sh ${Credentials} ${Operation}"
/bin/echo "${Command}"
exec /bin/sh -c "${Command}"
Certificate Authentication using KeyStore
Version 1.4 10 © Anaplan 2018

Upload and Download Files
Files are uploaded to a location on a customer-hosted machine, where the import script can access them
before they are imported into Anaplan.
The -chunksize parameter allows you to configure the upload chunk size parameter between 1 and 50MB to
accommodate large file uploads.
Upload sequence diagram
Upload and Download Files
Version 1.4 11 © Anaplan 2018

Example batch file for upload
#!/bin/sh
# This example uploads a file and runs an import
AnaplanUser="user@anaplan.com"
AnaplanPassword="Password"
set WorkspaceId="8a1234567897c12b014bf01234567890"
set ModelId="CD1234D60CA84E9A123C1C5D061C1234"
Operation="-debug -service 'https://api.anaplan.com' -auth
'https://auth.anaplan.com' -file 'file_to_upload.csv' -chunksize 1 -put
'file_to_upload.csv' -output 'errors.txt'"
#____________________________ Do not edit below this line ________________
______________
if [ "${AnaplanUser}" ]; then
Credentials="-user ${AnaplanUser}:${AnaplanPassword}"
fi
echo cd "`dirname "$0"`"
cd "`dirname "$0"`"
if [ ! -f AnaplanClient.sh ]; then
echo "Please ensure this script is in the same directory as
AnaplanClient.sh." >&2
exit 1
elif [ ! -x AnaplanClient.sh ]; then
echo "Please ensure you have executable permissions on
AnaplanClient.sh." >&2
exit 1
fi
Command="./AnaplanClient.sh ${Credentials} -workspace ${WorkspaceId} -
model ${ModelId} ${Operation}"
/bin/echo "${Command}"
exec /bin/sh -c "${Command}"
Upload and Download Files
Version 1.4 12 © Anaplan 2018

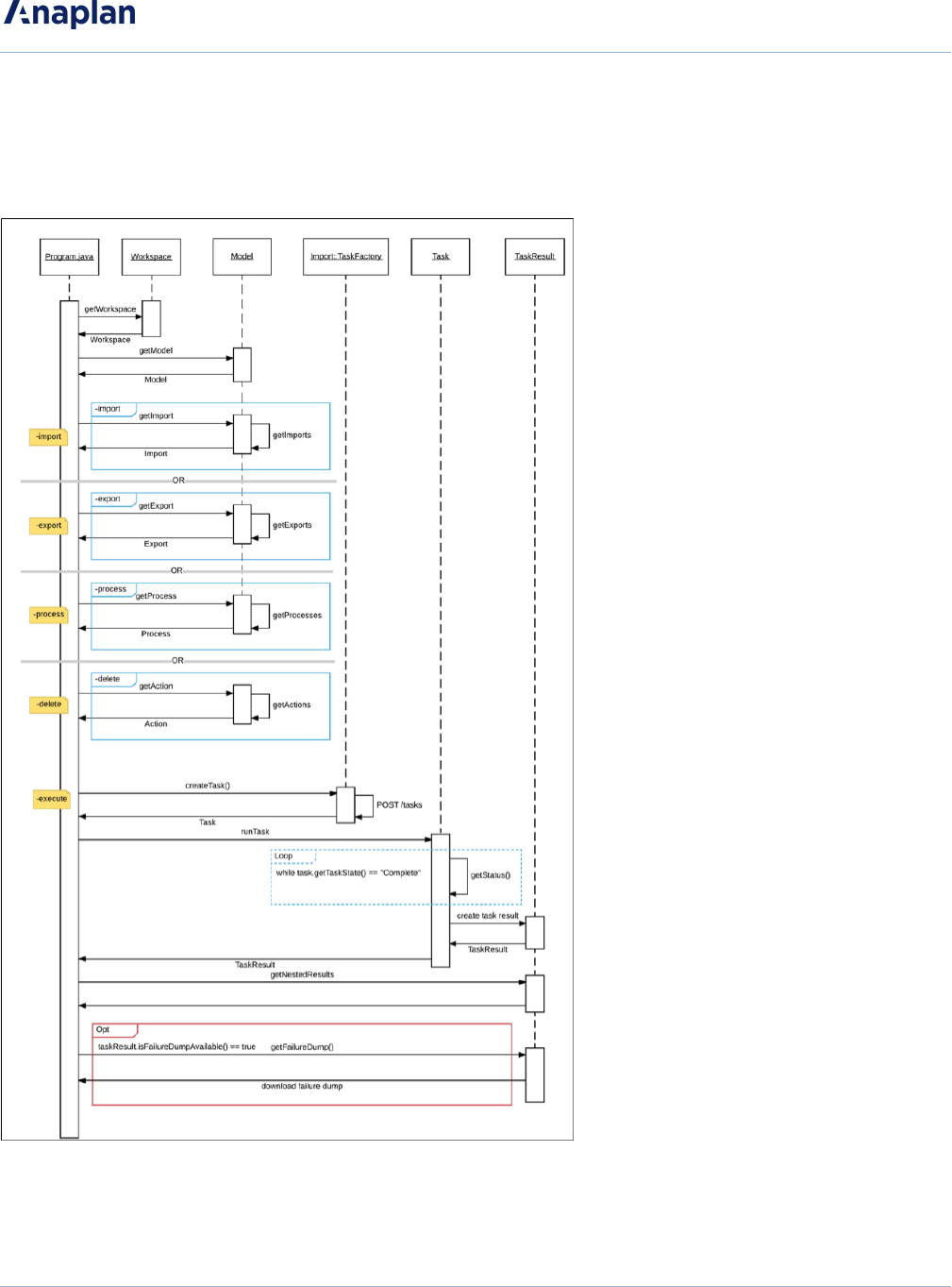
Create an Import Batch Script
Import/Export Sequence Diagram
Example batch file for import
Create an Import Batch Script
Version 1.4 13 © Anaplan 2018

@echo off
rem This example loads a source text file and runs an Anaplan import into
a module.
rem For details of how to configure this script see doc\Anaplan Connect
User Guide.doc
set AnaplanUser=anaplan.user@anaplan.com:Password
set WorkspaceId="8a1234567897c12b014bf01234567890"
set ModelId="CD1234D60CA84E9A123C1C5D061C1234"
set Operation=-file "Employee.txt" -put
"C:\AnaplanConnect\Import\Employee.txt"
-import "New Hire from Employee.txt" -execute -output "C:\My Errors.txt"
rem *** End of settings - Do not edit below this line ***
setlocal enableextensions enabledelayedexpansion || exit /b 1 cd %~dp0
if not %AnaplanUser% == "" set Credentials=-user %AnaplanUser%
set Command=.\AnaplanClient.bat %Credentials% -workspace %WorkspaceId% -
model %ModelId% %Operation%
@echo %Command%
cmd /c %Command%
pause
Set the Import Operation
As a best practice, the name of the Import action should indicate the name of the file (or other source) from
which data will be imported, such as
Import From Employee.txt
.
Example:
set Operation=-file "Employee.txt" -put
"C:\AnaplanConnect\Import\Employee.txt"
-import "New Hire from Employee.txt" -execute -output
"C:\ImportDumpFilesDirectory"
where:
Create an Import Batch Script
Version 1.4 14 © Anaplan 2018

-file “Employee.txt” indicates the action uses a file named Employee.txt. Note that
.csv format is also supported.
-put
“C:\AnaplanConnect\Import\Employee.txt"
upload the file to the specified absolute or relative path to the
Anaplan Server.
-import “New Hire from Employee.txt”
an Import action with the specified name. To see this name in
Anaplan, in Settings click Actions and view the list of Imports.
As a best practice, name your import (or export) action such
that it matches the name of the file.
-execute runs the action
-output "C:\ImportDumpFilesDirectory"
generates a file at the specified directory that lists any Import
errors. This is optional. This file is created only if at least one
Import error occurs.
Linux example for Import
In Linux or Mac OS, use single-quotes instead of double quotes. In this example, compare the double-
quotes of Windows with the single-quotes of Linux and Mac OS.
Windows
-put "C:\testdata\Europe P&L.txt"
or:
-p "C:\testdata\Europe P&L.txt"
Linux or Mac OS
-put '/Users/user1/testdata/Europe P&L.txt'
or:
–p '/Users/user1/testdata/Europe P&L.txt'
Create an Import Batch Script
Version 1.4 15 © Anaplan 2018

Linux Import code
#!/bin/sh # This example uploads a file and runs an import
AnaplanUser=firstname.lastname@yourcompany.com
WorkspaceId="yourWorkspaceId"
ModelId="yourModelId"
Operation="-file 'file-to-import.csv' -put
'/path/to/anaplan-connect/file-to-import.csv' -import
'ImportDefinitionName'
-execute -output 'MyImportErrors.txt'"
To run the shell script, at the command prompt enter:
./RunMyImport.sh
Model-to-model Import
This example runs a model-to-model import within Anaplan, transferring data from the Installation Sales
module in Model2 to the P&L module in
MyBudgetModel
.
Create an Import Batch Script
Version 1.4 16 © Anaplan 2018

1. Run the import manually. On the Data menu, click Import then click Connect to Anaplan Model.
2. Select a module (or list) as the source of the import.
3. Click Run Import then edit and run the batch file.
In the model, note the Import ID that is used in the batch file, which in the example below is
P&L from
Model2 / Installation Sales
.
There is a space before and after the forward slash "/" in the string ‘P&L from Model2 / Installation
Sales’.
@echo off
rem This example runs a model to model import within Anaplan.
set AnaplanUser="firstname.lastname@company.com"
set WorkspaceId="8a819488459fa63301462b73fe785786"
set ModelId="CB0A5A4D5C5943B5837FF42C5FAA95E1"
Create an Import Batch Script
Version 1.4 17 © Anaplan 2018

set Operation=-import "P&L from Model2 / Installation Sales" -execute
rem *** End of settings - Do not edit below this line ***
Create an Import Batch Script
Version 1.4 18 © Anaplan 2018

Create an Export Batch Script
Example Batch file for Export
@echo off
set AnaplanUser="Anaplan.User@anaplan.com:Password"
set WorkspaceId="8a1234567897c12b014bf01234567890"
set ModelID="CD1234D60CA84E9A123C1C5D061C1234"
set Operation=-export "Employee by Department.xls" -execute -get
"C:\Employee.xls"
rem *** End of settings - Do not edit below this line ***
setlocal enableextensions enabledelayedexpansion || exit /b 1
cd %~dp0
if not %AnaplanUser% == "" set Credentials=-user %AnaplanUser%
set Command=.\AnaplanClient.bat %Credentials% -workspace %WorkspaceId% -
model%ModelId% %Operation%
@echo %Command%
cmd /c %Command%
pause
Set the Export Operation
Example:
set Operation=-export "Employee by Department.xls" -execute –get
"C:\Employee.xls"
where:
-export "Employee by
Department.xls"
indicates that an Export action exists and is named "Employee by
Department.xls"
-execute runs the Export
-get "C:\Employee.xls" creates a new file with the exported data at the specified path
An Export action cannot generate an error file, so we do not specify a path for it.
Create an Export Batch Script
Version 1.4 19 © Anaplan 2018

Linux Example for Export
# This example runs an export, then downloads the file to the client.
# In the Operation, specify the name of the Export definition before
# giving the path to client file the server will create.
AnaplanUser=firstname.lastname@company.com
WorkspaceId="8a819488459fa63301462b73fe785786"
ModelId="85EFA3E719AF49E183118A58C644D802"
Operation="-export 'company-summary-export-definition' -execute -get
'/Users/username/Downloads/Company Summary.csv'"
Create an Export Batch Script
Version 1.4 20 © Anaplan 2018

Create a File to Run Other Actions
Example Batch file for Delete
@echo off
rem This example deletes obsolete customers from a list
set AnaplanUser=firstname.lastname@company.com
set WorkspaceId="8a1234567897c12b014bf01234567890"
set ModelId="CB0A5A4D5C5943B5837FF42C5FAA95E1"
set Operation=-action "Delete from Customers Using Obsolete" -execute
rem *** End of settings - Do not edit below this line ***
Set the Delete operation to delete items from a list
This example shows how to automate deleting items from a list based on Boolean criteria.
For example, you can automatically delete items in a list that are now obsolete, such as customers with a
rating less than, or equal to, 2. The Obsolete line item has Boolean data type and must be set up to be a
formula:
Obsolete = Rating <= 2
Line items of Boolean data type that only have the dimensionality of the list can be used as the criteria to
determine which items to delete.
Create a File to Run Other Actions
Version 1.4 21 © Anaplan 2018

1. In Anaplan, go to Model Settings > Actions.
2. On the New Action list, click Delete from List using Selection.
Create a File to Run Other Actions
Version 1.4 22 © Anaplan 2018

The Delete from list using Selection dialog appears.
3. In the Action Name box, type the text that you want to appear on the button.
4. On the Delete Items from list, select the list (for example
Customers
) from which you are deleting
items.
5. On the Selected using list, select the line item that contains the selection criteria (for example
Customer Rating.Obsolete
).
6. Click OK. The action appears under Other Actions. Use the name of this action in your batch script.
See Delete from List using Selection in Anapedia.
Example:
set Operation=-action "Delete from Customers Using Obsolete" -execute
where:
-action "Delete from Customers
Using Obsolete"
an Other Action (neither Import nor Export) named Delete from
Customers Using Obsolete
-execute runs the Delete
Create a File to Run Other Actions
Version 1.4 23 © Anaplan 2018

Create a Batch Script to run a Process
A Process is a combination of Imports, Exports, and/or Deletes.
The process must exist within Anaplan before calling it in the Anaplan Connect script.
An example batch file for a process that contains
Import
and
Export
actions shown below . Note that the
process can also contain
Delete
actions:
@echo off
rem This example runs a Process that contains multiple Export actions
set AnaplanUser="firstname.lastname@company.com"
set WorkspaceId="8a1234567897c12b014bf01234567890"
set ModelId="CB0A5A4D5C5943B5837FF42C5FAA95E1"
set Operation= -file "file1.txt" -put"C:\Files\ImportModule.csv" -file
"file2.txt" -put "C:\Files\example.csv"
-process "myprocess" -execute -file "ExportList" -get
"C:\Files\ExportList.csv" -file "ExportModule"
-get "C:\Files\ExportModule.csv" -output
"C:\MyDirectoryForImportDumpFiles"
rem *** End of settings -Do not edit below this line ***
Set the Process Operation
set Operation=-file "file1.csv" -put "C:\Files\ImportModule.csv" -file
"file2.csv" -put "C:\Files\example.csv"
-process "myprocess" -execute -file "ExportList" -get
"C:\Files\ExportList.csv"
-file "ExportModule" -get "C:\Files\ExportModule.csv" -output
"C:\MyDirectoryForImportDumpFiles"
Where:
-file "file1.csv" -put
"C:\Files\ImportModule.csv"
Uploads the local file
C:\Files\ImportModule.csv
to the Anaplan
server so that its data can be stored into the Import data source
named
file1.csv
.
Create a Batch Script to run a Process
Version 1.4 24 © Anaplan 2018

-file "file2.csv" -put
"C:\Files\ImportModule.csv"
Uploads the local file
C:\Files\ImportModule.csv
to the Anaplan
server so that its data can be stored into the Import data source
named
file2.csv
.
-process "myprocess" -execute Runs the process named
myprocess
-file "ExportList" -get
"C:\Files\ExportList.csv"
Downloads the data last exported by the export
ExportList
to the
local file
C:\Files\ExportList.csv
-file "ExportModule" -get
"C:\Files\ExportModule.csv”
Downloads the data last exported by the export
ExportModule
to
the local file
export/ProcessExportModule.csv
-output
"C:\MyDirectoryForImportDumpFiles" Generates a file for each import action within the specified directory
that lists one or more import errors
End Users versus Workspace Administrators
An end user can run the same actions through Anaplan Connect that the end user can run manually.
End user can run.. Workspace Admin can create and run..
Import
lmodel-to-model
import
llist imports - requires
write access to the
target list
lmodule imports -
requires write access
to the target module
any type of import, including imports that involve uploading external
files or data
Export Requires read access to the
module or list. export
Delete Requires write access to
the list. delete
Process Requires access to the
actions in the process process
Create a Batch Script to run a Process
Version 1.4 25 © Anaplan 2018

End user can run.. Workspace Admin can create and run..
Info
lCan change the model, unless the role is
No Access
to a
particular model, which also prevents the Workspace Admin
from finding the model.
lCan have a role that has access to no module but can grant
self rights to the module.
Scheduling an import or export
A batch file that runs the import or export can be scheduled to run at a specific time, as a one-time operation,
or recurring at the interval you choose, such as daily, weekly, or monthly. The scheduler is not part of
Anaplan Connect, and the scheduling program and set-up depends on your operating system; the computer
must be running at the scheduled time.
In the batch file, the password needs to be appended to the Anaplan user name and enclosed in double
quotes. Alternatively use certificate authentication.
set AnaplanUser=firstname.lastname@company.com:"mysecretpassword"
Windows
Optionally, you can remove the pause command at the end of the batch file.
The pause command leaves the messages on the screen that record what the batch file has done.
Scheduler for Windows XP
This example shows the steps involved on a Windows XP operating system to schedule an import on a
specific day and time, once a month:
lStart > All Programs > Accessories > System Tools > Scheduled Tasks > Add Scheduled Tasks >
Next > Browse
C:\anaplan-connect-1-4\nameofscript.bat
lMonthly > Next > The First Monday at 05.00 > Enter name & password for the PC > Finish
Scheduler for Windows 7
The Scheduler in Windows 7 is almost the same as XP:
Create a Batch Script to run a Process
Version 1.4 26 © Anaplan 2018

lStart > All Programs > Accessories > System Tools > Task Scheduler > Create Basic Task >
Name
the task
> Next >
Set when to trigger the task
> Next > Select Start a program and browse to
C:\anaplan-connec\nameofscript.batt
> Next > Finish
Linux or Mac OS
Consider using a job scheduling utility for UNIX-like operating systems, such as cron.
Create a Batch Script to run a Process
Version 1.4 27 © Anaplan 2018

Log Files in Anaplan Connect
Logging files generated by Anaplan Connect in v1.4 and later use logback to provide file output.
The log line format is:
YYYY-MM-DD hh:mm:ss <Class Path> <PID> |-- <Logging statement description>
Where:
Element Description
YYYY Year in four digit format.
MM Month in two digit format
DD Day of the month in two digit format
hh Hour in 24-hour format
mm Minutes
ss Seconds
<Class Path>
The shortened class path. For example:
DEBUG [c.a.client.Program :1594 ]
or
INFO[a.BasicAuthenticator:26 ]
<PID>
The UNIX process ID.
Note: On Windows systems, this entry may be blank.
|-- A delimiter between the basic logging information and the logging statement
description.
<Logging statement
description> A descriptive logging statement.
Example:
2018-05-06 20:30:18 DEBUG [c.a.client.Program :1594 ] 96461 |--
======================================================================
2018-05-06 20:30:18 DEBUG [c.a.client.Program :1595 ] 96461 |-- Anaplan
Connect 2.0.0-release
2018-05-06 20:30:18 DEBUG [c.a.client.Program :1596 ] 96461 |-- Java
Log Files in Anaplan Connect
Version 1.4 28 © Anaplan 2018

HotSpot(TM) 64-Bit Server VM (Oracle Corporation)/ (25.60-b23)/
2018-05-06 20:30:18 DEBUG [c.a.client.Program :1598 ] 96461 |-- (Mac OS
Xx86_64)/10.13.4
2018-05-06 20:30:18 DEBUG [c.a.client.Program :1599 ] 96461 |--
======================================================================
2018-05-06 20:30:18 INFO [c.a.client.Service :88 ] 96461 |--
Initializing Service...
2018-05-06 20:30:18 INFO [a.BasicAuthenticator:26 ] 96461 |--
Authenticating via Basic...
2018-05-06 20:30:21 INFO [c.a.c.ServerFile :259 ] 96461 |--
Uploading file: /Users/USERX/Downloads/gross_sales_actuals.csv
2018-05-06 20:30:33 DEBUG [c.a.c.ServerFile :306 ] 96461 |--
Uploaded chunk: 0 (size=30MB)
2018-05-06 20:30:39 DEBUG [c.a.c.ServerFile :306 ] 96461 |--
Uploaded chunk: 1 (size=30MB)
2018-05-06 20:30:46 DEBUG [c.a.c.ServerFile :306 ] 96461 |--
Uploaded chunk: 2 (size=30MB)
2018-05-06 20:30:52 DEBUG [c.a.c.ServerFile :306 ] 96461 |--
Uploaded chunk: 3 (size=30MB)
2018-05-06 20:30:57 DEBUG [c.a.c.ServerFile :306 ] 96461 |--
Uploaded chunk: 4 (size=30MB)
2018-05-06 20:31:03 DEBUG [c.a.c.ServerFile :306 ] 96461 |--
Uploaded chunk: 5 (size=30MB)
2018-05-06 20:31:09 DEBUG [c.a.c.ServerFile :306 ] 96461 |--
Uploaded chunk: 6 (size=30MB)
2018-05-06 20:31:15 DEBUG [c.a.c.ServerFile :306 ] 96461 |--
Uploaded chunk: 7 (size=30MB)
2018-05-06 20:31:21 DEBUG [c.a.c.ServerFile :306 ] 96461 |--
Uploaded chunk: 8 (size=30MB)
2018-05-06 20:31:26 DEBUG [c.a.c.ServerFile :306 ] 96461 |--
Log Files in Anaplan Connect
Version 1.4 29 © Anaplan 2018

Uploaded chunk: 9 (size=30MB)
2018-05-06 20:31:32 DEBUG [c.a.c.ServerFile :306 ] 96461 |--
Uploaded chunk: 10 (size=30MB)
2018-05-06 20:31:38 DEBUG [c.a.c.ServerFile :306 ] 96461 |--
Uploaded chunk: 11 (size=30MB)
2018-05-06 20:31:43 DEBUG [c.a.c.ServerFile :306 ] 96461 |--
Uploaded chunk: 12 (size=30MB)
2018-05-06 20:31:49 DEBUG [c.a.c.ServerFile :306 ] 96461 |--
Uploaded chunk: 13 (size=30MB)
2018-05-06 20:31:55 DEBUG [c.a.c.ServerFile :306 ] 96461 |--
Uploaded chunk: 14 (size=30MB)
2018-05-06 20:31:59 DEBUG [c.a.c.ServerFile :306 ] 96461 |--
Uploaded chunk: 15 (size=30MB)
2018-05-06 20:31:59 INFO [c.a.client.Program :464 ] 96461 |-- The
file "/Users/USERX/Downloads/gross_sales_actuals.csv"
has been uploaded as gross_sales_actuals_DEC15.csv.
2018-05-06 20:32:00 INFO [c.a.c.TaskFactory :116 ] 96461 |--
Creating Import task: 112000000030
2018-05-06 20:32:02 INFO [c.a.client.Task :207 ] 96461 |-- Run
status: Retrieving data from gross_sales_actuals_DEC15.csv
2018-05-06 20:32:03 INFO [c.a.client.Task :207 ] 96461 |-- Run
status: Retrieving data from gross_sales_actuals_DEC15.csv
2018-05-06 20:32:04 INFO [c.a.client.Task :207 ] 96461 |-- Run
status: Retrieving data from gross_sales_actuals_DEC15.csv
2018-05-06 20:32:05 INFO [c.a.client.Task :207 ] 96461 |-- Run
status: Retrieving data from gross_sales_actuals_DEC15.csv
2018-05-06 20:32:07 INFO [c.a.client.Task :207 ] 96461 |-- Run
status: Retrieving data from gross_sales_actuals_DEC15.csv
2018-05-06 20:32:08 INFO [c.a.client.Task :207 ] 96461 |-- Run
status: Retrieving data from gross_sales_actuals_DEC15.csv
Log Files in Anaplan Connect
Version 1.4 30 © Anaplan 2018

2018-05-06 20:32:09 INFO [c.a.client.Task :207 ] 96461 |-- Run
status: Retrieving data from gross_sales_actuals_DEC15.csv
2018-05-06 20:32:10 INFO [c.a.client.Task :207 ] 96461 |-- Run
status: Retrieving data from gross_sales_actuals_DEC15.csv
2018-05-06 20:32:12 INFO [c.a.client.Task :207 ] 96461 |-- Run
status: Retrieving data from gross_sales_actuals_DEC15.csv
2018-05-06 20:32:13 INFO [c.a.client.Task :207 ] 96461 |-- Run
status: Retrieving data from gross_sales_actuals_DEC15.csv
2018-05-06 20:32:14 INFO [c.a.client.Task :207 ] 96461 |-- Run
status: Retrieving data from gross_sales_actuals_DEC15.csv
2018-05-06 20:32:25 INFO [c.a.client.Task :207 ] 96461 |-- Run
status: Retrieving data from gross_sales_actuals_DEC15.csv
2018-05-06 20:32:36 INFO [c.a.client.Task :207 ] 96461 |-- Run
status: Generating failure dump (100.0%)
2018-05-06 20:32:46 INFO [c.a.client.Task :207 ] 96461 |-- Run
status: Complete. (100.0%)
2018-05-06 20:32:46 INFO [c.a.client.Task :228 ] 96461 |-- - - - -
--------------------------
2018-05-06 20:32:46 INFO [c.a.client.Task :230 ] 96461 |-- The
operation was successful.
2018-05-06 20:32:46 INFO [c.a.client.Task :3880 ] 96461 |-- large_
list_USERX: 2 (0/2) rows successful, 1179070 ignored
2018-05-06 20:32:46 INFO [c.a.client.Task :3880 ] 96461 |-- Another
row has already been processed with this key: 1179070
2018-05-06 20:32:46 INFO [c.a.client.Task :235 ] 96461 |-- - - - -
--------------------------
2018-05-06 20:32:46 INFO [c.a.c.ServerFile :109 ] 96461 |--
Downloading file /Users/USERX/projects/anaplan-connect/errors.txt
2018-05-06 20:32:46 DEBUG [c.a.c.TaskResult :127 ] 96461 |--
Fetching Import action's dump file chunks for
Log Files in Anaplan Connect
Version 1.4 31 © Anaplan 2018

task=A96ADE416B594080BD8E7F7FB25BA51B
2018-05-06 20:32:47 DEBUG [c.a.c.TaskResult :138 ] 96461 |--
Downloading dump data-chunk 0
2018-05-06 20:32:51 DEBUG [c.a.c.TaskResult :138 ] 96461 |--
Downloading dump data-chunk 1
2018-05-06 20:32:55 DEBUG [c.a.c.TaskResult :138 ] 96461 |--
Downloading dump data-chunk 2
2018-05-06 20:32:57 INFO [c.a.client.Program :714 ] 96461 |-- Dump
file written to "errors.txt"
Log Files in Anaplan Connect
Version 1.4 32 © Anaplan 2018

Troubleshooting Tips
Getting Debug Information
To get verbose command-line output that might be useful for debugging, include the -debug argument at the
beginning of the Operation statement. If your script fails to run, enable debug logging and save the output to
a text file. If you raise a Support case for assistance, providing the output file of your debug logging will aid
the Support team in helping to resolve the problem.
set Operation="-debug -file 'file-to-import.csv' -put '/path/to/anaplan-
connect/file-to-import.csv'
-import 'Organization from Salesforce' -execute -output
'MyImportErrors.txt'"
Symptoms and Remedies
Symptom Remedy
Error message:
“.\AnaplanClient.bat is
not recognized as an internal or
external command, operable program
or batch file.”
Move the .bat file to the root of your Anaplan Connect installation.
This location guarantees that Anaplan Connect can use any batch
file you create.
Troubleshooting Tips
Version 1.4 33 © Anaplan 2018

Symptom Remedy
The batch file appears to run, but
numbers do not appear to come
through into Anaplan
lTry changing page, refreshing the browser, or closing and
re-opening the target module. The target module might
have already been open when you ran the batch file, in
which case it would need some event to trigger
recontacting the Anaplan server, which refreshes the view
with the latest data.
lCheck syntax details.
For example:
lvariables such as the file name are enclosed in
straight double quotes " " (as typed in Notepad), not
curly double quotes “” (as typed in MS Word).
lA percent sign (%) anywhere in a batch file (such as
in a file or import name) probably needs an escape
character preceding it.
lA leading dollar sign ($) in a shell script requires a
preceding escape character unless it is inside single
quotes.
lThese characters require an preceding escape
character:
la single quote (')
lA single quote around a word containing an
apostrophe ('Jane's')
ldouble-quote ('"Jane'")
lbacktick \
lbackquote \
laccent grave (`).
lA common problem for .sh files is not having execute
permissions on the file you want to copy. You can grant
Troubleshooting Tips
Version 1.4 34 © Anaplan 2018

Symptom Remedy
execution permission with the command chmod +x
filename.sh
Model-to-model import not running or
not recognized.
Make sure there is a space before and after the / in the syntax -
import “
Target Module from Source Model / Source Module
”
If you’re unable to perform a Delete
action on items from a list
Check that the list does not contain summary items or subtotals.
Such lists cannot use the Delete action (due to the difficulty of
dealing with
orphaned
subtotals that lack children).
Lists that have parent hierarchies or top-level items can use the
bulk delete action, provided that the list that you are editing does
not have subtotals.
If you’re performing a SQL query from a
Windows machine with the -jdbcquery
option, and using the percent character
(%) as the wildcard character in a
pattern for the like operator
The Windows command processor might perform variable
substitution on an expression like '%a%', even though no variable
a has been defined, resulting in an empty pattern.
If so, escape the % sign with %%. For example, %a% is escaped
by %%a%%
Troubleshooting Tips
Version 1.4 35 © Anaplan 2018

Appendix A: Network Drive as Location for Anaplan Connect
This example is for Windows.
1. Put a copy of example.bat (in the Anaplan Connect examples folder) into the main Anaplan Connect
folder.
2. Replace line 13:
cd %~dp0
with:
pushd %~dp0
3. Before the pause line, insert popd.
4. Create a shortcut to the batch file in the same directory. Right-click and select Create shortcut.
5. Once the shortcut is created, right-click on the shortcut and select Properties.
Appendix A: Network Drive as Location for Anaplan Connect
Version 1.4 36 © Anaplan 2018

6. On the Shortcut tab, in the Start in box type the local directory that runs Anaplan Connect. For
example,
%USERPROFILE%
can substitute the user's profile folder.
When given a UNC path (
\\computer\share\...
), the pushd maps the share to a drive, typically Z: or
the last unmapped drive letter. The popdunmaps the drive and returns to the original location. If the
command window is closed before the program completes, the drive remains mapped.
Appendix A: Network Drive as Location for Anaplan Connect
Version 1.4 37 © Anaplan 2018

Appendix B: Java Compatibility
Anaplan Connect supports Java 7 and Java 8. Note that Java 6 is not supported.
We strongly recommend you upgrade to Java 8 to benefit from the security offered by TLS 1.2 if your
organization uses Java 6.x or 7.x with Anaplan Connect.
ODBC is officially deprecated in Java 8. Make sure you update any ODBC connections to use
JDBC. See Appendix D: JDBC for Oracle, Access, MySQL, Excel and Appendix E: Import through
a JDBC Connection for a Microsoft SQL Server database.
Use one of the options below to upgrade to Java 8.
Create a shell script to set the JAVA_HOME environment variable
Write a shell script that sets the JAVA_HOME environment variable to the location of the Java 8 Runtime
Environment you want to use. You only need to carry out this change to run the Anaplan Connect script.
Create a replacement script
If you’ve already installed Anaplan Connect you can create your own replacement script. The instructions in
this section do not change the version of Java you use for your other applications.
To create the replacement script:
1. Navigate to the Anaplan Connect directory. For example, on Windows, the directory might be
C:\anaplan-connect-1-4
.
2. Make a backup copy of the script that calls Anaplan Connect:
lWindows: Make a copy of
AnaplanClient.bat
and name it
AnaplanClient.bat-OLD
.
lLinux/MacOS: Make a copy of
AnaplanClient.sh
and name it
AnaplanClient.sh-OLD
.
3. Edit the script that calls Anaplan Connect:
lWindows: In AnaplanClient.bat replace
%JAVA%
with the version directory of Java 8 to use
for Anaplan Connect.
lLinux/MacOS: In AnaplanClient.sh replace
${java}
with the version directory of Java 8 to use
for Anaplan Connect.
Appendix B: Java Compatibility
Version 1.4 38 © Anaplan 2018

Windows.bat file Linux/MacOS.sh file
Original
rem Start the Java virtual machine
"%JAVA%" %JAVA_OPTS% -
classpath "%CP%"
com.anaplan.client.Program %*
# Start the Java virtual machine
exec ${JAVA_OPTS} -classpath "${classpath}"
"${java}" com.anaplan.client.Program "$@"
Change
to Java
8
rem Start the Java virtual machine
"C:\Program Files\Java\jre1.8.0_
66\bin\java" %JAVA_ OPTS% -
classpath "%CP%"
com.anaplan.client.Program %*
# Start the Java virtual machine for MacOS involves
/Library
exec "/Library/Java/JavaVirtualMachines/jdk1.8.0_60.
jdk ${JAVA_OPTS} -
classpath/Contents/Home/bin/java" "${classpath}"
com.anaplan.client.Program "$@"
The directory name on your computer might differ from these examples. For more information, visit the Data
Integration Knowledge Base on Anaplan Community.
Appendix B: Java Compatibility
Version 1.4 39 © Anaplan 2018

Appendix C: List of all Operation Commands
Navigate to the installation directory and type the following to get a list of the operation commands:
Windows C:\Windows\AnaplanConnect\AnaplanClient.bat -version Java AnaplanClient -version
Java AnaplanClient -version
Linux/Mac OS ./AnaplanClient.sh
./AnaplanClient.sh -version
The following table shows the commands for the operation line of the batch file. The abbreviated syntax can
be used to reduce typing, for example -x instead of -execute. Some operations are followed by a variable,
such as a path to a file. For example, -put "
C:\testdata\Europe P&L.txt" or –p "C:\testdata\Europe P&L.txt
"
Syntax Abbreviat
ed Syntax
Followed by a
variable, if
applicable
What it does
-help -h Display this help
-chunksize -ch
Determines the size of chunks for import in bytes.
Select a whole non decimal number between 1 - 50MB
(defaults to 1MB).
Note: The -chunksize parameter must be specified
before the -put parameter.
Example: In the following example we have set the
chunksize to 5MB. Operation="-file 'My Source.txt' -
chunksize 5 -put 'data/My Source.txt' -import 'My
Module from My Source.txt' -execute -output 'data/My
Errors.txt'"
-debug -d Show detailed (verbose) output, which can help you
debug any problems. See Getting Debug Information.
-quiet -q Show less detailed output
-service -s API service endpoint
Appendix C: List of all Operation Commands
Version 1.4 40 © Anaplan 2018

Syntax Abbreviat
ed Syntax
Followed by a
variable, if
applicable
What it does
-user -u username:"passwo
rd"
Anaplan user name and optional password in the
format username:"password". If the batch file (or shell
script) does not set a value for the AnaplanUser, the
program prompts the user to supply the username,
then the password, enclosed in double-quotes.
-certificate -c Pathname on local
machine
Path to user certificate used for authentication (an
alternative to using a key store)
-keystore -k Pathname on local
machine
Path to local key store containing user certificate(s) for
authentication
-keystorepass -kp Password
Password for the key store. If this option is not
provided, and the file ~/.anaplan/api-client/keystore-
access.txt exists (where ~ is the user’s home
directory), the password is read and decoded from the
contents of this file. Otherwise, the user is prompted for
a password. Note that obfuscation is the URL-encoded
form of the result of: taking the exclusive -or of each of
the characters in the password and the value 129
-keystorealias -ka Alias Alias of the public certificate in the specified key store
-via -v Proxy URL Use specified proxy
-viauser -vu username:passwor
d
Pass credentials to authenticating proxy. Consider
NTLM Authentication using JCIFS
Appendix C: List of all Operation Commands
Version 1.4 41 © Anaplan 2018

Syntax Abbreviat
ed Syntax
Followed by a
variable, if
applicable
What it does
-workspaces -W
Note:This operator is deprecated and will be
removed in the next release of Anaplan
Connect.
To get workspace values from a batch file (or shell
script), use the -W flag. # This example lists the
workspaces AnaplanUser=firstname.lastname
@company .com WorkspaceId=
"8a819488472c2c950147411f574a085b" ModelId=
"B378C20804234C1BBFBAB0D7EF1CD1D3"
Operation= "-W" The output lists Workspace ID
followed by Workspace Name:
8a8194824317414b0143540f2d5e357d Finance
8a819488472c2c250147411f574a085b Sales
-workspace -w Workspace name
or ID Select a workspace by ID or name
-models -M
Note:This operator is deprecated and will be
removed in the next release of Anaplan
Connect.
List available models in selected workspace To get
model values from a batch file (or shell script), use the -
M flag. # This example lists the models
AnaplanUser=firstname.lastname @company .com
WorkspaceId=
"8a819488472c2c950147411f574a085b" ModelId=
"B378C20804234C1BBFBAB0D7EF1CD1D3"
Operation= "-M" The output lists Model ID followed by
Model Name:
7C5B30DE5C374163A23ADD6D2B0622F8
Financial Consolidation
569418FFCDF041678273620FFCDE2330 Sales
Rep Territory
-model -m Model name or ID Select a model by ID or name
-modules -MO List available modules in selected model
-module -mo Module name or ID Select a module by IDor name
-views -VI List available views in selected module
Appendix C: List of all Operation Commands
Version 1.4 42 © Anaplan 2018

Syntax Abbreviat
ed Syntax
Followed by a
variable, if
applicable
What it does
-view -vi View name or ID Select a view by ID or name
-files -F List available files on the Anaplan server in selected
model
-file -f File name on
Anaplan server
File name on Anaplan server Select a server file by ID
or name
-get -g Pathname on local
machine Download the specified file
-gets Write specified server file to standard output
-getc Write tab-separated server file to standard output
-put -p Pathname on local
machine Upload the specified file
-puts Upload to specified server file from standard input
-putc Upload to specified server file from tab-separated
standard input
-imports -I
List available imports in selected model The output lists
all the import definitions that are available in a given
model. The list of imports and exports is also available
in Anaplan. To view, on the Settings tab, click Actions.
-import -i Import name or ID Select an import by ID or name
-exports -E List available exports in selected model
-export -e Export name or ID Select an export by IDor name
-actions -A
List available actions in selected model, such as delete
actions. This list corresponds to the Other Actions
(Settings tab, Actions) list, and does not include
Processes, Imports, or Exports.
-action -a Action name or ID Select a saved action. For example, Delete items from
a list.
Appendix C: List of all Operation Commands
Version 1.4 43 © Anaplan 2018

Syntax Abbreviat
ed Syntax
Followed by a
variable, if
applicable
What it does
-processes -P List available processes in selected model
-process -pr Process name or ID Select a process by ID or name
-locale -xl
ISO language &
country code
separated by
underscore. For
example, 'en_US'
Specify the locale to use when performing the server
operation, which affects the available date formats
when parsing date values in imports, and the month
names when using a specified timescale format. For
details, see
http://docs.oracle.com/javase/8/docs/api/java/util/Loca
le.html.
-
connectorprope
rty
-xc
Property identifier
and value
separated by colon.
If value is ?, prompt
user
Specify import data source connection property. For
example, Salesforce credentials.
-
mappingpropert
y
-xm
Dimension and
value separated by
colon. If value is ?,
prompt user
Specify prompt-at-runtime import mapping value
-execute -x Run the preceding -import, -export, -process or -action
-output -o Pathname on local
machine Retrieve dump file for completed import
-emd Get metadata for an export
-maxretrycount -mrc Retry count Maximum retry count for APIcalls. If not specified, the
default is 4 retries.
-retrytimeout -rt Timeout in seconds Retry timeout for HTTPclient calls.
-httptimeout -ct Timeout in seconds HTTP client connection timeout. If not specified, the
default is 10 seconds.
Appendix C: List of all Operation Commands
Version 1.4 44 © Anaplan 2018

Appendix D: JDBC for Oracle, Access, and Excel
Provided you have the appropriate JDBC driver, you can link directly into Anaplan from databases such as
Oracle, Access, MySQL, or from Excel. Both lists and data can be imported into Anaplan in this way, and
when combined with a scheduler, can be updated on a regular basis automatically.
The command contains a single argument
–jdbproperties
, which provides the path to a properties file.
set Operation=-file "Anaplan_Demo_Sql" -jdbcproperties
</path/to/jdbc.properties>
The
jdbc.properties
file contains the connection details including the path to the database, username,
password, and the query string.
# JDBC Connection string (Oracle, Mysql, H2, etc.)
jdbc.connect.url= "jdbc:mysql://localhost:3306/apcustomer”
# JDBC login username
jdbc.username=user1
#JDBC login password
jdbc.password=dbpasswordforuser1
# (Optional) JDBC Fetch size, might not be applicable for all JDBC
flavors.
jdbc.fetch.size=10
# Boolean flag, needs to be true if provided {jdbc.query} is a
# stored-procedure/function call.
# Defaults to false if no value provided, or invalid.
jdbc.isStoredProcedure=false
# SQL query could be Select or a Stored-Procedure/Function call. In case
of latter,
# require {jdbc.isStoredProcedure} above set to "true".
# NOTE: SQL query needs to be parametrized with ? placeholders and values
Appendix D: JDBC for Oracle, Access, and Excel
Version 1.4 45 © Anaplan 2018

for
# placeholders needs to be provided below in {jdbc.params}.
jdbc.query=” SELECT * FROM Anaplan where col1 = ? and col2 = ?”
# JDBC parameters for parametrized SQL query in {jdbc.query} above.
# NOTE: Number of parameters must equal to the number of parameters
provided in {jdbc.query} above.
jdbc.params= 1234,ABC
Where:
-jdbc.connect.url
-jdbcurl is the location of your database instance. This location does not have to
be on the local host if the machine connecting to the database has access to the
network location.
To connect to an ODBC source (no longer supported in JRE 8+), you must
configure your URL as follows:
"
jdbc:odbc:location_of_instance
"
- jdbc.username
The database username.
If no user name or password is required by the source, omit the
-jdbcuser
parameter.
- jdbc.password
The database password.
If no user name or password is required by the source, omit the
-jdbcpassword
parameter.
- jdbc.fetch.size Limits the number of rows that will be returned by the query.
-
jdbc.isStoredProcedure
Boolean value that indicates whether the following statement (jdbc.query) is a
stored procedure or function call.
-jdbcquery
-Specifies the query type
-jdbcquery = "SELECT * FROM Anaplan where col1 = ? and col2 = ?" is the
query to run.
-jdbc.params JDBC parameters for parametrized SQL query in {jdbc.query} above.
-jdbc.params = 1234,ABC
Appendix D: JDBC for Oracle, Access, and Excel
Version 1.4 46 © Anaplan 2018

Appendix E: Import a JDBC Connection for a Microsoft SQL Server
Database
An alternative to importing data into Anaplan from a file on the local host is to import data from a relational
database using a Java Database Connectivity (JDBC) connection.
lThe database can be any database that directly supports JDBC.
lAlthough you write Windows batch files (or Linux/Mac OS shell script files) for Anaplan Connect to
run, Anaplan Connect itself is written in Java, and thus is well-suited for JDBC.
lAnaplan Connect supports using JDBC for Import into Anaplan, not for exporting from Anaplan into
an external database. In effect, you run a query against the database, but you can’t update the
database.
Preparation
If you want to create a connection to a Microsoft SQL Server database:
1. Copy a .jar file from the Microsoft SQL Server database server or client tools directory. If using
Microsoft SQL Server 2008, the file name is
sqljdbc41.jar
.
2. Paste the .jar file into the lib subfolder of the Anaplan Connect installation.
3. Make sure you have the following information:
lUNC path to the Sql Server instance
lValid user name and password for the database login
lA valid query to select the data you want brought into Anaplan.
For example, SELECT * FROM MYTABLE
An example batch file for an Import action through JDBC:
@echo off
rem This example loads a source text file and runs an Anaplan import into
a module.
rem For details of how to configure this script see doc\Anaplan Connect
User Guide.doc
set AnaplanUser="Anaplan.User@anaplan.com:Password"
Appendix E: Import a JDBC Connection for a Microsoft SQL Server Database
Version 1.4 47 © Anaplan 2018

set WorkspaceId="8a8194884b27c72b014bf06a2b227f90"
set ModelId="CD9662D60CA84E9A871C1C5D061C7426"
set Operation=-file "Anaplan_Demo_Sql" -jdbcproperties "C:\My Source.txt"
>
rem *** End of settings - Do not edit below this line ***
setlocal enableextensions enabledelayedexpansion || exit /b 1
cd %~dp0
if not %AnaplanUser% == "" set Credentials=-user %AnaplanUser%
set Command=.\AnaplanClient.bat %Credentials% -workspace %WorkspaceId% -
model %ModelId% %Operation%
@echo %Command%
cmd /c %Command%
pause
set Operation=-file "Anaplan_Demo_Sql" -jdbcproperties
</path/to/jdbc.properties>
The jdbc.properties file contains the connection details including the path to the database, username,
password, and the query string.
# JDBC Connection string (Oracle, Mysql, H2, etc.)
jdbc.connect.url= " jdbc:sqlserver://localhost”
# JDBC login username
jdbc.username=user1
#JDBC login password
jdbc.password=dbpasswordforuser1
# (Optional) JDBC Fetch size, might not be applicable for all JDBC
flavors.
jdbc.fetch.size=10
# Boolean flag, needs to be true if provided {jdbc.query} is a
Appendix E: Import a JDBC Connection for a Microsoft SQL Server Database
Version 1.4 48 © Anaplan 2018

# stored-procedure/function call.
# Defaults to false if no value provided, or invalid.
jdbc.isStoredProcedure=false
# SQL query could be Select or a Stored-Procedure/Function call. In case
of latter,
# require {jdbc.isStoredProcedure} above set to "true".
# NOTE: SQL query needs to be parametrized with ? placeholders and values
for
# placeholders needs to be provided below in {jdbc.params}.
jdbc.query=” SELECT * FROM Anaplan where col1 = ? and col2 = ?”
# JDBC parameters for parametrized SQL query in {jdbc.query} above.
# NOTE: Number of parameters must equal to the number of parameters
provided in {jdbc.query} above.
jdbc.params= 1234,ABC
where:
-file "Anaplan_Demo_Sql"
The action involves a file with the specified name. (A model-to-model import
would not involve a file.) "Anaplan_Demo_Sql" represents the name of the new
import file that will show up in Anaplan after the batch file has been run
successfully.
-jdbcurl
"jdbc:sqlserver://localhost"
Get data from a specified URL using a JDBC driver.
ljdbc:sqlserver means JDBC is the type of connection, sqlserver means
Microsoft SQL Server.
llocalhost means the local computer is acting as the test server. A
production server would have a different name and path.
-jdbcuser
"userName:Password"
l-jdbcuser specifies that the user is connecting through JDBC.
l“userName:Password” represent the user name and password.
-jdbcquery "SELECT *
FROM Anaplan_
Demo.dbo.Roster"
-jdbcquery specifies the query type. "SELECT * FROM Anaplan_Demo.Table"
is the query to run.
Appendix E: Import a JDBC Connection for a Microsoft SQL Server Database
Version 1.4 49 © Anaplan 2018

Appendix F: Import through an ODBC Connection for an Oracle
Database
Note: This functionality is only available to users on Java 7 or below. ODBC has been deprecated
in Java 8.
Open Database Connectivity (OBDC) is similar to JDBC, but you can use ODBC for applications that are
written in a language other than Java. To enable Anaplan Connect, a Java application, to connect to an
Oracle database, the core of which is a C programming language application, you must reference an
ODBC-JDBC bridge.
lWe do not reference an ODBC-JDBC bridge for Microsoft SQL Server because SQL Server provides
direct JDBC support.
lIf you want to use Anaplan Connect to import from an Oracle database, note that Java 8 does not
support the JDBC-ODBC Bridge (see https://blogs.oracle.com/Lance/entry/removal_of_the_jdbc_
odbc).
Appendix F: Import through an ODBC Connection for an Oracle Database
Version 1.4 50 © Anaplan 2018

Set the ODBC operation
set Operation=-file "Anaplan_Demo_ORA" -jdbcurl "jdbc:o
dbc:Anaplan_Demo" -jdbcuser "User:Password" -jdbcquery "Select * from
Anaplan"
@echo off
rem This example loads a source text file and runs an Anaplan import into
a module.
rem For details of how to configure this script, see doc\Anaplan Connect
User Guide.doc
set AnaplanUser="anaplan.user@anaplan.com:Password"
set WorkspaceId="8a8194884b27c72b014bf06a2b227f90"
set ModelId="CD9662D60CA84E9A871C1C5D061C7426"
set Operation=-file "Anaplan_Demo_ORA" -jdbcurl "jdbc:odbc:Anaplan_Demo" -
jdbcuser "User:Password" -jdbcquery "Select * from Anaplan"
rem *** End of settings - Do not edit below this line ***
setlocal enableextensions enabledelayedexpansion || exit /b 1
cd %~dp0
if not %AnaplanUser% == "" set Credentials=-user %AnaplanUser%
set Command=.\AnaplanClient.bat %Credentials% -workspace %WorkspaceId% -
model %ModelId% %Operation%
@echo %Command%
cmd /c %Command%
pause
where:
-file "Anaplan_Demo_
ORA"
The action involves a file with the specified name. (A model-to-model import would
not involve a file.)
"Anaplan_Demo_ORA" represents the name of the new import file that will show
up in Anaplan after the batch file has been run successfully.
Appendix F: Import through an ODBC Connection for an Oracle Database
Version 1.4 51 © Anaplan 2018

-jdbcurl
"jdbc:odbc:Anaplan_
Demo"
Get data from a specified URL using a JDBC driver.
ljdbc:obdc means the type of connection is an ODBC-JDBC bridge
lAnaplan_Demo refers to the ODBC connection
-jdbcuser
"User:Password"
-jdbcuser specifies that the user is connecting through JDBC, which is now
possible through the ODBC-JDBC bridge.
"User:Password" are credentials for the ODBC connection, which might be
different from the credentials for the database or schema.
-jdbcquery "SELECT *
FROM Anaplan -jdbcquery specifies the query type "SELECT * FROM Anaplan" is the query to run
Appendix F: Import through an ODBC Connection for an Oracle Database
Version 1.4 52 © Anaplan 2018