ShieldBuddy TC275 User Manual Aurduino
AurduinoUserManual
User Manual:
Open the PDF directly: View PDF
.
Page Count: 55

User Manual
User Manual
4269.40100, 2.4, 2015-05
ShieldBuddy TC275 User Manual
Basic information on the ShieldBuddy TC275 development
board
Connectors, board layout, component placement, power options,
programming
Released

ShieldBuddy TC275 Development Platform
Aurix 32-Bit Triple Core
CONFIDENTIAL
Edition 2015-05
Published by:
Hitex (U.K.) Limited.
University Of Warwick Science Park, Coventry, CV4 7EZ, UK
© 2018 Hitex (U.K.) Limited.
All Rights Reserved.
Legal Disclaimer
The information given in this document shall in no event be regarded as a guarantee of conditions or
characteristics. With respect to any examples or hints given herein, any typical values stated herein and/or any
information regarding the application of the product, Hitex (UK) Ltd. hereby disclaims any and all warranties and
liabilities of any kind, including without limitation, warranties of non-infringement of intellectual property rights of
any third party.
Information
For further information on technology, delivery terms and conditions and prices, please contact the nearest
Hitex Office (www.hitex.co.uk).

ShieldBuddy TC275 Development Platform
Aurix 32-Bit Triple Core
CONFIDENTIAL
Released
3
2.4, 2015-05
Document Change History
Date
Version
Changed By
Change Description
8/8/2014
0.1
M Beach
First version
9/8/2014
0.2
M Beach
Revised top view
20/2/2015
0.3
M Beach/D Greenhill
Revised for Rev B HW
9/4/2015
0.8
M Beach
Added board test
16/9/2015
0.9
M Beach
Corrected P33.6
8/11/2016
1.0
M Beach
Added IDE extensions
29/11/2016
1.1
M Beach
Added new connector diagram
9/1/2017
1.2
M Beach
Changed Fast_digitalWrite()
13/1/2017
1.3
M Beach
Added Wire changes
23/1/2017
1.4
M Beach
Added EEPROM support.
13/2/2017
1.5
M Beach
Added improved SPI support (v1.30)
27/02/2017
1.6
M Beach
Added I2C channel on pins 16 and 17
7/3/2017
1.7
M Beach
Added new analogWrite and TriLib DSP
library
20/3/2017
1.8
M Beach
Added Ethernet bootloader
28/3/2017
1.9
M Beach
Added support for DC step TC275
24/4/2017
2.0
M Beach
Added Tone() functions. Updated CAN
8/5/2017
2.1
M Beach
Added PWM measurement functions
16/6/2017
2.2
M Beach
Corrected I2C pin naming for
SDA1/SCL1
24/7/2017
2.3
M Beach
Added inverted PWM measurement
06/10/2017
2.4
M Beach
Add Eclipse IDE debug setup
12/2/2018
2.5
M Beach
Updates for RevC hardware
We Listen to Your Comments
Is there any information in this document that you feel is wrong, unclear or missing?
Your feedback will help us to continuously improve the quality of this document.
Please send your comments (including a reference to this document) to:
comments@hitex.co.uk

ShieldBuddy TC275 Development Platform
Aurix 32-Bit Triple Core
CONFIDENTIAL
Released
4
2.4, 2015-05

ShieldBuddy TC275 Development Platform
Aurix 32-Bit Triple Core
CONFIDENTIAL
Released
5
2.4, 2015-05
Table of Contents
1 Getting Started ................................................................................................................................... 9
1.1 What Are The ShieldBuddy TC275 Tools? .......................................................................................... 9
1.2 Getting Started With The TC275 Toolchain ......................................................................................... 9
1.3 Using The ShieldBuddy TC275 .......................................................................................................... 10
1.4 Using The Eclipse IDE ....................................................................................................................... 10
1.5 Debugging Programs Using Eclipse PLS UDE Debug Perspective .................................................. 12
1.6 Getting Help ....................................................................................................................................... 16
2 ShieldBuddy TC275 Extensions To The Arduino IDE ................................................................. 17
2.1 How is the ShieldBuddy Different To Other Arduinos? ...................................................................... 17
2.2 TC275 Processor Architecture ........................................................................................................... 17
2.3 Serial Ports ......................................................................................................................................... 19
2.4 Multicore Programming Extensions ................................................................................................... 19
2.4.1 Arduino IDE Extensions ..................................................................................................................... 19
2.4.2 Inter-Core Communications ............................................................................................................... 20
2.4.2.1 Inter-Core Communications Example ................................................................................................ 20
2.4.2.2 Using Interrupts To Coordinate and Communicate Between Cores. ................................................. 22
2.4.3 Timers/Ticks/delay(), millis(), micros() Etc. ........................................................................................ 23
2.4.3.1 Core 1 ................................................................................................................................................. 24
2.4.3.2 Core 2 ................................................................................................................................................. 24
2.4.3.3 Direct Fast Access To The System Timer0 ....................................................................................... 24
2.4.4 Managing the Multicore Memory Map ................................................................................................ 25
2.5 Peripheral And IO Extensions ............................................................................................................ 27
2.5.1 Faster digitalRead & digitalWrite ........................................................................................................ 27
2.5.2 attachInterrupt() Function ................................................................................................................... 27
2.5.3 Enabling and Disabling Interrupts ...................................................................................................... 27
2.5.4 ADC Read Resolution ........................................................................................................................ 27
2.5.5 Fast ADC Conversions ....................................................................................................................... 28
2.5.6 analogWrite() & AnalogOut ................................................................................................................ 29
2.5.6.1 PWM Frequency................................................................................................................................. 29
2.5.6.2 Custom PWM Frequencies ................................................................................................................ 29
2.5.6.3 Fast Update Of AnalogOut() Function ............................................................................................... 29
2.5.6.4 DAC0 and DAC1 pins ........................................................................................................................ 29
2.6 CAN .................................................................................................................................................... 30
2.6.1 CAN Functions Usage ........................................................................................................................ 30
2.6.1.1 Receiving any message regardless of message ID ........................................................................... 31
2.7 I2C/Wire Pins & Baudrate .................................................................................................................. 32
2.8 EEPROM Support .............................................................................................................................. 33
2.9 Resetting The ShieldBuddy ................................................................................................................ 33
2.10 SPI Support ........................................................................................................................................ 33
2.10.1 Default Spi .......................................................................................................................................... 33
2.10.2 Spi Channel 1 ..................................................................................................................................... 34
2.10.3 Spi Channel 2 ..................................................................................................................................... 34
2.11 Aurix DSP Function Library ................................................................................................................ 35
2.12 Ethernet BootLoader/In Application Ethernet Flash Programmer ...................................................... 35
2.12.1 Overview ............................................................................................................................................ 35
2.12.2 Setting The Network Addresses ......................................................................................................... 35
2.12.3 Configuring The SPI ........................................................................................................................... 36
2.13 Using The Bootloader ........................................................................................................................ 36
2.14 Sending Programs To The ShieldBuddy ............................................................................................ 37
2.15 Tone() Functions ................................................................................................................................ 37
2.16 PWM Measurement Functions ........................................................................................................... 37
2.16.1 Using The PWM Measurement Functions ......................................................................................... 38
2.17 General Purpose Timer Interrupts ...................................................................................................... 39
3 Hardware Release Notes HW Revision B ...................................................................................... 40
3.1 ShieldBuddy RevB Known Problems ................................................................................................. 40

ShieldBuddy TC275 Development Platform
Aurix 32-Bit Triple Core
CONFIDENTIAL
Released
6
2.4, 2015-05
3.2 CIC61508 (Safety version only) ......................................................................................................... 40
3.3 VIN Pin ............................................................................................................................................... 40
4 Arduino-Based Connector Details.................................................................................................. 41
4.1 Board Layout ...................................................................................................................................... 41
4.2 Connector Pin Allocation .................................................................................................................... 42
4.3 TC275 ASCLIN to ShieldBuddy connector mapping ......................................................................... 44
5 Powering The ShieldBuddy ............................................................................................................. 47
5.1 Selectable Options ............................................................................................................................. 47
5.2 Restoring an ShieldBuddy with a completely erased FLASH. ........................................................... 47
6 Underside Component Placement.................................................................................................. 48
7 Appendices ....................................................................................................................................... 51
7.1 Basic Board Test ................................................................................................................................ 51

ShieldBuddy TC275 Development Platform
Aurix 32-Bit Triple Core
CONFIDENTIAL
Released
7
2.4, 2015-05
List of Figures
Figure 1 TC275 Internal Layout ........................................................................................................................ 17
Figure 2 TC275 Peripherals ............................................................................................................................. 18
Figure 3 TC275 RAMs ...................................................................................................................................... 25
Figure 4 Top view of ShieldBuddy .................................................................................................................... 41
Figure 5 Extended IO Connector ...................................................................................................................... 43
Figure 6 SPI Connector .................................................................................................................................... 43
Figure 7 TC275 to Arduino Connector Mapping .............................................................................................. 46
Figure 8 TC275 to Arduino EXT IO Connector Mapping .................................................................................. 46
Figure 9 Bottom view of ShieldBuddy .............................................................................................................. 48

ShieldBuddy TC275 Development Platform
Aurix 32-Bit Triple Core
CONFIDENTIAL
Released
8
2.4, 2015-05
List of Tables
Table 1 SPI Names ......................................................................................................................................... 34
Table 2 Pins available for tone() function ........................................................................................................ 37
Table 3 Pins available for PWM measurement functions ............................................................................... 37
Table 4 ASCLIN to ShieldBuddy connector mapping ..................................................................................... 44
Table 5 Arduino To ShieldBuddy To TC275 Mapping .................................................................................... 44

ShieldBuddy TC275 Development Platform
Aurix 32-Bit Triple Core
CONFIDENTIAL
Released
9
2.4, 2015-05
1 Getting Started
1.1 What Are The ShieldBuddy TC275 Tools?
The main ShieldBuddy toolchain is the Eclipse-based “FreeEntryToolchain” from Hightec/PLS/ Infineon. This is
a full C/C++ development environment with source-level debugger. The familiar Arduino IDE is also available
for the ShieldBuddy. Both IDEs are based on the Infineon iLLD libraries and allow the usual Arduino C++- like
Processing language to be used with the familiar Arduino IO funcitions e.g. digitalWrite(), analogRead(),
Serial.print() etc.. These functions are implemented for all three TC275 cores and can be used without
restriction.
Given the awesome power of the TC275 we expect most users to program it in C in Eclipse, using the iLLD API
directly or working with the underlying SFRs. The neat thing about the ShieldBuddy is that it lets you access the
massive power of the TC275 without knowing anything about the bits and bytes of the peripherals!
1.2 Getting Started With The TC275 Toolchain
If you have never used an Arduino-style board before then
is a good idea to have a look at www.arduino.cc to find out
what it is all about! Although the ShieldBuddy contains
three powerful 32-bit, 200MHz processors, it can be used
in exactly the same way as an ordinary Arduino Uno. The
same Arduino IDE can be used but with an add-on to
allow triple core operation. To use the ShieldBuddy you
will need:
(i) a PC with Windows Vista or later
(ii) The Aurix free toolchain with Eclipse, C/C++ compiler
and UDE debugger from PLS:
http://free-entry-toolchain.hightec-rt.com/
Follow the instructions given as you will need a free
licence file which will be automatically emailed to you.
You will need to copy it to : C:\HIGHTEC\licenses.
(iii) The standard 1.8.0 Arduino IDE installed from:
http://arduino.cc/download.php?f=/arduino-1.8.0-
windows.exe
Make sure you install this in the default directory!
If you do not have admin rights on your PC then use this
version:
https://downloads.arduino.cc/arduino-1.8.0-windows.zip

ShieldBuddy TC275 Development Platform
Aurix 32-Bit Triple Core
CONFIDENTIAL
Released
10
2.4, 2015-05
(iv) The Arduino development environment add-in for Eclipse and the standard Arduino IDE:
http://www.hitex.co.uk/fileadmin/uk-files/downloads/ShieldBuddy/ShieldBuddyMulticoreIDE.zip
Unzip this to a temporary directory using the zip password “ShieldBuddy”. Run the installer and use the
password “ShieldBuddy” to copy the IDE onto your PC.
Install these in the order Aurix freetoolchain, Arduino IDE, ShieldBuddy IDE. We hope to combine these into a
single installer in the near future to make the installation quicker.
1.3 Using The ShieldBuddy TC275
Once all of the above packages have been installed, use the ShieldBuddy just like any other Arduino except that
you have three processors to play with rather than just one. Processor core 0 will run setup() and loop() with
processor cores 1 and 2 running setup1()/setup2() and loop1()/loop2(). There are no special measures required
to write triple-core programs but make sure that that you do not try to use the same peripheral with two different
cores at the same time. Whilst nothing nasty will happen, your programs will probably just not work properly!
Each core is basically identical except that cores 1 and 2 are about 20% faster than core 0, having an extra
pipeline stage. They all can use the same Arduino Processing language functions. When choosing which
ShieldBuddy to use in the Arduino IDE, if you have a board with a CA-step processor (SAK-TC275TP-64
F200W CA EES A), choose “ShieldBuddy TC275”. If you have a DC-step board (SAK-TC275TP-64 F200N
DC), choose “ShieldBuddy TC275_Dx”.
Remember to press the reset button on the ShieldBuddy to make it run the new program.
1.4 Using The Eclipse IDE
If you want to use the Eclipse environment, start the toolchain with the icon. When prompted, open the
workspace at:
C:\Hitex\AURDuinoIDE\Eclipse
The default project is AURduinoMulticoreUser:
Arduino-style sketches are stored in the Sketches directory. The default sketch
“Empty.cpp” is a simple program that uses all three cores. You can overwrite the
statements we used with your own.
To get your programs into the ShieldBuddy, use the PLS UDE debugger
Open the workspace (ShieldBuddy with TC275 DC step processor):
“C:\Hitex\AURduinoIDE\Eclipse\AurduinoMulticoreUser\.ude\ShieldBuddyWorkspace_27xD.wsx”
Or (ShieldBuddy with TC275 CA step processor) :
“C:\Hitex\AURduinoIDE\Eclipse\AurduinoMulticoreUser\.ude\ShieldBuddyWorkspace_27xC.wsx”

ShieldBuddy TC275 Development Platform
Aurix 32-Bit Triple Core
CONFIDENTIAL
Released
11
2.4, 2015-05
The program will automatically load. You can run it by clicking the icon and stop it with the icon. To
reset the program, use the icon. You can find more information on using the Eclipse tools and the PLS UDE
debugger in the guide supplied with the FreeToolChain.

ShieldBuddy TC275 Development Platform
Aurix 32-Bit Triple Core
CONFIDENTIAL
Released
12
2.4, 2015-05
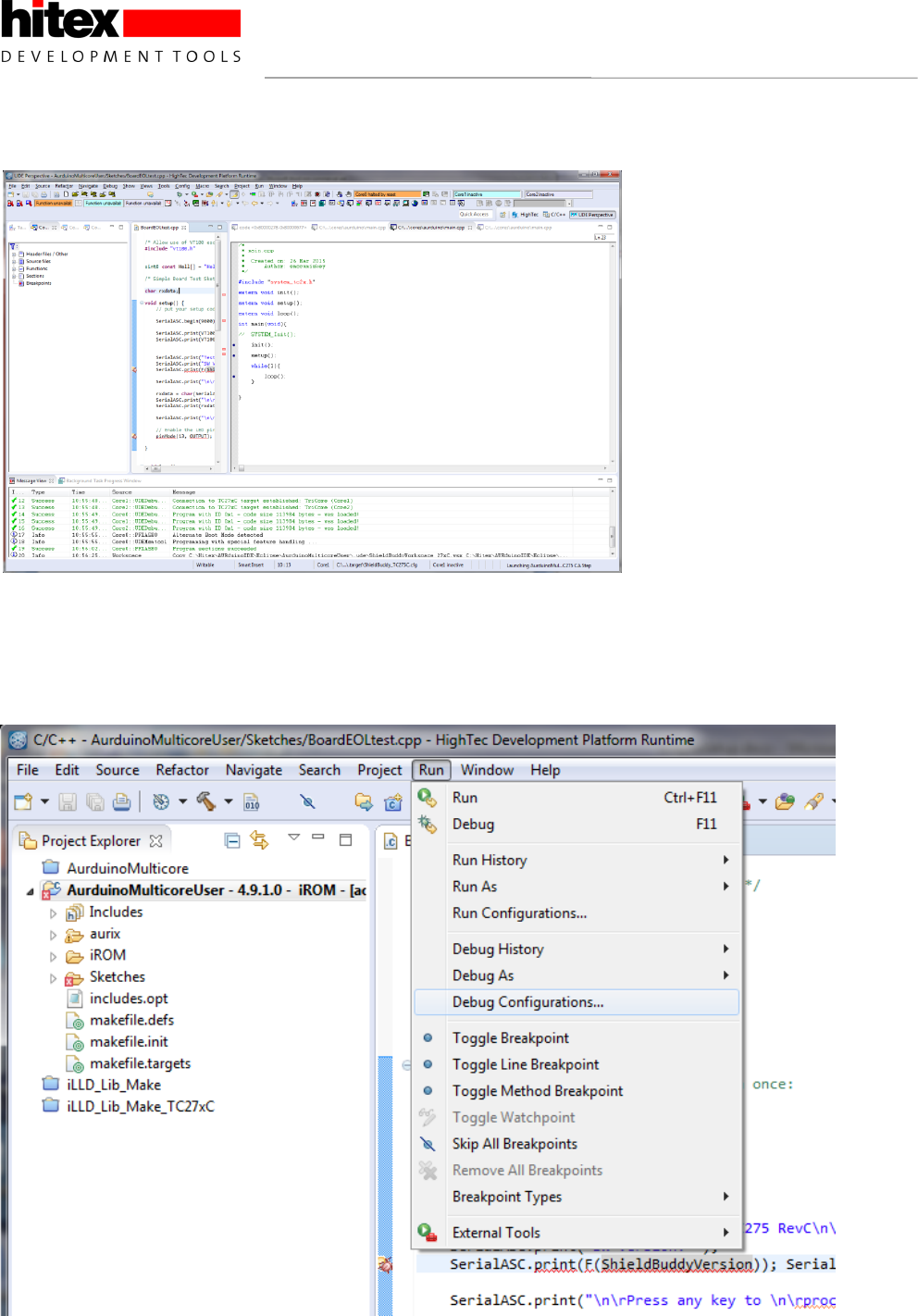
1.5 Debugging Programs Using Eclipse PLS UDE Debug Perspective
Unfortunately some configuring is required to use the UDE perspective for debugging under Eclipse. This is
performed as follows. Please note that this will depend on whether you have a TC275 CA or DC step on your
ShieldBuddy.
Create a new Debug Target to suit your Aurix version. Here we will do the TC275 DC first.
Then create a new debug configuration with …

ShieldBuddy TC275 Development Platform
Aurix 32-Bit Triple Core
CONFIDENTIAL
Released
13
2.4, 2015-05
Here we are setting up for the TC275 DC step. The C/C++ Application will be as shown – you will need to
browse for this.

ShieldBuddy TC275 Development Platform
Aurix 32-Bit Triple Core
CONFIDENTIAL
Released
14
2.4, 2015-05
Under the “UDE Startup” tab, you need to specify the UDE workspace file to use. This is predefined in
“C:\Hitex\AURduinoIDE\Eclipse\AurduinoMulticoreUser\.ude”. The Target Configuration file is predefined in
C:\Hitex\AURduinoIDE\Eclipse\AurduinoMulticoreUser\.ude\.target”. You will need to browse for both of these
files.
Now click the Apply button. You can run the debugger directly from here using “Debug”…
…or you can do it from the Debug icon in Eclipse.

ShieldBuddy TC275 Development Platform
Aurix 32-Bit Triple Core
CONFIDENTIAL
Released
15
2.4, 2015-05
The UDE debug perspective should now open…
If you are using a TC275 CA step board then you need to define a debug configuration for this in the same way
as we did for the DC step.
Create a new Debug Target …

ShieldBuddy TC275 Development Platform
Aurix 32-Bit Triple Core
CONFIDENTIAL
Released
16
2.4, 2015-05
Then create a new debug configuration with …
Now click the Apply button. You can run the debugger directly from here using “Debug”…
…or you can do it from the Debug icon in Eclipse.
You can now use the UDE debug perspective in the usual; Eclipse manner!
1.6 Getting Help
If you need help, there is a new on-line forum at http://ShieldBuddy.boards.net/.
This hardware user manual with the pinouts is at http://www.hitex.co.uk/index.php?id=3650.

ShieldBuddy TC275 Development Platform
Aurix 32-Bit Triple Core
CONFIDENTIAL
Released
17
2.4, 2015-05
2 ShieldBuddy TC275 Extensions To The Arduino IDE
2.1 How is the ShieldBuddy Different To Other Arduinos?
Most Arduino-style boards use AVR or ARM/Cortex processors which are fine for basic messing about with
micros - these chips are everywhere in consumer gadgets and devices. The ShieldBuddy is different, having
the mighty Infineon Aurix TC275 processor. These are normally only to be found in state of the art engine
management systems, ABS systems and industrial motor drives in your favourite German automobile. They
rarely make it out into the daylight of the normal hobbyist/maker world and to date have only been known to a
select few at Bosch, BMW, Audi, Daimler-Benz etc..
The standard Arduino IDE can be used, provided that the ShieldBuddy add-in has been installed. Programs
can be written in exactly the same way as on an ordinary Arduino. However to make best use of the multicore
TC275 processor, there are some special macros and functions available.
2.2 TC275 Processor Architecture
Unlike the AVR, SAM3 etc. used on normal Arduinos, the TC275 has three near-identical 200MHz 32-bit CPU
cores on a shared bus, each with their own local RAM but sharing a common FLASH ROM. The peripherals
(timers, port pins, Ethernet, serial ports etc.) are also shared, with each core having full access to any
peripheral.
Figure 1 TC275 Internal Layout
FPU
System Peripheral Bus (SPB)
Abbreviations:
PFlash: Program Flash
DFlash: Data Flash (EEPROM)
: SRI Slave Interface
: SRI Master Interface
TC1.6E
CPU0
Lockstep
PMI
DMI
24 KB Code
RAM 112 KB RAM
XBAR
PMU0
SRI Cross Bar Interconnect (XBar_SRI)
FPU
OCDS
L1 Debug
Interface/JTAG
DMA
64 channels
M
M/S
M
M/S M/S
FPU
TC1.6P
CPU1
Lockstep
PMI
DMI
32 KB Code
RAM 120 KB RAM
FPU
M/S M/S
DFlash
384 KB
PFlash0
2 MB
PFlash1
2 MB
S S S
S
M
32 KB
RAM
S
LMU
FPU
TC1.6P
CPU2
PMI
DMI
32 KB Code
RAM 120 KB RAM
FPU
M/S M/S
M M
System Peripheral Bus (SPB)
Bridge
(SFI)
S
M
SRI Cross Bar Interconnect (XBar_SRI)
To The Peripherals

ShieldBuddy TC275 Development Platform
Aurix 32-Bit Triple Core
CONFIDENTIAL
Released
18
2.4, 2015-05
The TC275 CPU core design has a basic 5ns cycle time which means you can get typically around 150 to 200
32-bit instructions per microsecond. This is seriously fast when you consider that the Arduino Uno’s
Atmega328P only manages around sixteen 8-bit instructions/us! In addition, there is a floating point unit on
each core so using floating point variables does not slow things down significantly.
Figure 2 TC275 Peripherals
With so much computing horsepower available, the TC275 can manage a huge range of peripherals. Besides
commonplace peripherals like CAN, ADC, I2C, Ethernet, SPI etc. the TC275 has possibly the most powerful
signal measurement and generation block to be found on any microcontroller (GTM) plus a an advanced super-
fast delta-sigma analog to digital converter.
The Generic Timer Module (GTM) is the main source of pulse generation and measurement functions
containing over 200 IO channels. It is designed primarily for automotive powertrain control and electric motor
drives. Unlike conventional timer blocks, time-processing units, CAPCOM units etc. it can work in both the time
and angle domains without restriction. This is particularly useful for mechanical control systems, switch-
reluctance motor commutation, crankshaft synchronisation etc.
Under the bonnet the GTM has around 3000 SFRs but fortunately you do not need to know any of these to
realize useful functions! It is enormously powerful and the culmination of 25 years of meeting the needs of high-
end automotive control systems. However it can and indeed has been successfully applied to more general
industrial applications, particularly in the field of motor control where is can drive up to 4 three-phase motors.
The Arduino analogWrite() function makes use of it in a simple way to generate PWM. It can also flash a LED.
There is a second timer block (GPT12) can be used for encoder interfaces. Usefully most port pins can
generate direct interrupts.
With 176 pins required to get these peripherals out and only 100 pins on the Arduino Due form factor, some
functions have had to be limited. The 32 ADC channels have been limited to 12 and the 48 potential PWM
channels are also limited to 12, although more channels can be found on the double row expansion connector, if
needed.
FlexRay
(2 Channels)
System Peripheral Bus (SPB)
ASC + LIN
MultiCAN+
(4 Nodes, 256 MO)
CAPCOM0
( CCU60, CCU61)
BCU
Ports
QSPI 4
GTM
Timer Block
FCE
MSC 2
STM
Sytem Timers
4SENT
(10 Channels)
48 + 12
6*2
(x=0-5)
DS-ADCx
(x=0-7)
VADCx
EtherMAC
GPT12
3
IOM
48 + 12
PSI5-S
Interrupt
Router
PSI5
(3 Channels)
I2C
To the CPU cores & memory

ShieldBuddy TC275 Development Platform
Aurix 32-Bit Triple Core
CONFIDENTIAL
Released
19
2.4, 2015-05
2.3 Serial Ports
The Arduino has the Serial class for sending data to the UART which ultimately ends up as a COM port on the
host PC. The ShieldBuddy has 4 potential hardware serial ports so there are now 4 Serial classes. The default
Serial class that is directed to the Arduino IDE Serial Monitor tool becomes SerialASC on the ShieldBuddy.
Thus Serial.begin(9600) becomes SerialASC.begin(9600) and Serial.print(“Hi”) becomes SerialASC.print(“Hi”)
and so on.
The serial channels are allocated as per:
SerialASC Arduino FDTI USB-COM micro USB
Serial1 RX1/TX1 Arduino J403 pins 17/16
Serial0 RX0/TX0 Arduino J403 pins 15/14
Serial RX/TX Arduino default J402 pins D0/D1
Any of the serial channels can be used from any core but it is not a good idea to access the same serial port
from more than one core at the same time – see the later section on multicore programming.
2.4 Multicore Programming Extensions
2.4.1 Arduino IDE Extensions
The standard Arduino IDE has been extended to allow the
all 3 cores to be used. Anybody used to the default
Arduino sketch might notice though that in addition to the
familiar setup() and loop(), there is now a setup1(), loop1()
and setup2(), loop2(). These new functions are for CPU
cores 1 and 2 respectively. So while Core0 can be used
as on any ordinary Arduino, the lucky programmer can now
run three applications simultaneously.
Core0 can be regarded as the master core in the context of
the Arduino as it has to launch the other two cores and
then do all the initialisation of the Arduino IO, timer tick (for
millis() and micros() and delay()). Thus setup1() and
setup2() are reached before setup()!
Although all three cores are notionally the same, in fact
cores1 and 2 are about 25% faster than core0 as they
have an extra pipeline stage. Thus it is usually best to put
any heavyweight number crunching tasks on these cores.
Writing for a multicore processor can be a bit mind-bending
at first! The first thing to realise is that there is only one
ROM and the Arduino IDE just compiles source code. It
has no idea (and does not need to know) which core a
particular function will run on. It is only when the program
runs that this becomes fixed. Any function called from
setup and loop() will run on core0; any called from setup1()
and loop1() will execute on core1 and so on. Thus is
perfectly possible for the same function you wrote to
execute simultaneously on all three cores. As there is only
one image of this function in the FLASH, the internal bus
structure of the Aurix allows all three cores to access the same instructions at the same addresses (worst case)
at exactly the same time. Note that if this extreme case happens, there will be a slight loss of performance.
Sharing of functions between cores is easy, provided that they do not make use of the peripherals! Whilst there
are three cores, there are only two ADCs. If all three cores want to access the same result register, there is no
particular problem with this. However if you want a timer to generate an interrupt and call a shared function,

ShieldBuddy TC275 Development Platform
Aurix 32-Bit Triple Core
CONFIDENTIAL
Released
20
2.4, 2015-05
then that function might need to know which core it is currently running on! This is easy to do as there is a
macro defined to return the core number.
if(GetCpuCoreID() == 2)
{
/* We must be running on core 2! */
}
Fortunately it is rare to have to do this but it is used extensively in the ShieldBuddy to Arduino translation layer.
2.4.2 Inter-Core Communications
One of the aims of the AURIX multicore design is to avoid the awkward programming issues that can arise in
multicore processors and make the system architect’s job easier. The three independent cores exist within a
single memory space (0x00000000 – 0xFFFFFFFF), so they are all able to access any address without
restriction. This includes all the peripherals and importantly all FLASH and RAM areas.
Having a consistent global address space when accessing RAM can considerably ease the passing of data
between cores using shared structures. Supporting high performance when doing this is achieved by the
implementation of a crossbar bus system to connect the cores, memories and DMA systems. Of course there
are protection mechanisms that can generate traps for such accesses if the application requires it, as they may
indicate a program malfunction which would need to be handled in an orderly manner.
The upshot of this is that the programmer does not need to worry about cores accessing the same memory
location (i.e. variable) at the same time. In some multicore processors this would cause an exception and is
regarded as an error. Certainly if you are new to multicore programming, this makes life much easier. Of
course there could be a contention at the lowest level and this can result in extra cycles being inserted but given
the speed of the CPU, this is unlikely to be an issue with Arduino-style applications.
With an application split across three cores, the immediate problem is how to synchronise operations. As the
Aurix design allows RAM locations to be accessed by any core at any time, this is no problem. In the simplest
case, global variables can be used to allow one core to send a signal to another. Here is an example.
2.4.2.1 Inter-Core Communications Example
We want to use the SerialASC.print() function to allow each core to send a message to the Arduino Serial
Monitor – something like “Hello From Core 0”, “Hello From Core 1” etc..
If we do nothing clever and just allow each core’s Loop() to write to the SerialASC, we get a complete jumble of
characters. This is because each core will write to the transmit buffer at random times. The Aurix does not care
that 3 cores are trying to use the same serial port and nothing nasty like an exception will happen. All the
characters are in there from all the cores but not necessarily in the right order.
What we need to do is make sure that each core waits in turn for the other cores to finish writing to the serial
port. This is quite easy using some global variables. However with true multicore programming, weird things
can happen that don’t occur in single core.

ShieldBuddy TC275 Development Platform
Aurix 32-Bit Triple Core
CONFIDENTIAL
Released
21
2.4, 2015-05
An obvious approach to solving this is to have a global variable that tells everybody whether the SerialASC port
is being used. However this does not work where we are trying to prevent a single resource (e.g. serial port)
being simultaneously accessed from two cores. It can work where we simply want to pass variables between
cores though. The problem is that other cores can do
anything at any time relative to each other. If Cores1
and 2 both execute the check of the SerialASCInUse
flag at around the same time, they will both see it as
‘0’ and then both set it to ‘1’. In practice it is when
Core2 checks the flag in the few instructions between
Core1 checking it for ‘0’ and then setting it to ‘1’, that
we get into trouble. They will then both attempt to
write to the SerialASC port, with the result that
garbage gets sent to the terminal.
To solve this tricky problem, we need a means of
checking the SerialASCInUse flag for ‘0’ and setting it
to ‘1’ in a single Aurix instruction. This means that
there would be no gap within which another core
could get it. This is catered for by the uint32
Htx_LockResource(uint32 *ResourcePtr) function.
This sets the flag at address ResourcePtr
automatically to Htx_RESOURCE_BUSY = 1 and
returns the previous flag state.
The ShieldBuddy serial port classes have been
extended by adding a “PortInUse” variable so that
multicore support is now built in. Using the
Htx_LockResource() function, we can ensure that no
two cores will try to access the SerialASC at the
same time.
This is rather inefficient way of getting cores to work
together as the cores spend a lot of time hanging around
in while() loops. Another way is to get one core to create
an interrupt in another core to tell it to do something.

ShieldBuddy TC275 Development Platform
Aurix 32-Bit Triple Core
CONFIDENTIAL
Released
22
2.4, 2015-05
2.4.2.2 Using Interrupts To Coordinate and Communicate Between Cores.
The Arduino language has been extended to allow you to trigger an interrupt in another core. This means that
core 0 can trigger an interrupt in say core 1. That interrupt might tell Core 0 that a resource is now free or
perhaps tell it to go and read a global variable that core0 has just updated.
/* Create an interrupt in core 1 */
CreateCore1Interrupt(Core1IntService);
Here Core1IntService is a function written by the user that Core 1 will execute when Core 0 requests it to do so.
Here is an example of coordinating the three
cores to use the SerialASC port again. Now the
print to the SerialASC port only takes place when
(in this example) core0 requests it.
Note: if you want to create periodic interrupts in
one core rather than between cores, please see
section 2.17.

ShieldBuddy TC275 Development Platform
Aurix 32-Bit Triple Core
CONFIDENTIAL
Released
23
2.4, 2015-05
There are three CreateCoreXInterrupt() functions available, one for each core. The parameter passed is the
address of the function that you want to run in the other core:
/* Create an interrupt in core 0 */
CreateCore0Interrupt(Core0IntService);
/* Create an interrupt in core 1 */
CreateCore1Interrupt(Core1IntService);
/* Create an interrupt in core 2 */
CreateCore2Interrupt(Core2IntService);
These can be used with any core (i.e. in setup(), setup1() and setup2()). Thus any core can run an interrupt
fuction in any other core. To trigger the interrupt to happen, the InterruptCoreX() function is used.
/* Trigger interrupt in Core0 now! */
InterruptCore0();
/* Trigger interrupt in Core1 now! */
InterruptCore1();
/* Trigger interrupt in Core2 now! */
InterruptCore2();
2.4.3 Timers/Ticks/delay(), millis(), micros() Etc.
The TC275 STM0 (system timer 0) is used to as a basis for all the Arduino timing functions such as delay(),
millis(), micros() etc. This is based on a 10ns tick time. In addition, the user can create his own timer-based
interrupts in core 0 using the CreateTimerInterrupt() function.
This is used as per:
void STM0_inttest(void)
{
digitalWrite(2, ToggleVar0 ^= 1);
}
void setup() {
/* 10ns per bit count */
CreateTimerInterrupt(ContinuousTimerInterrupt, 10000, STM0_inttest);
Here the user wants his function “STM0_inttest() to run every 100us forever. The time is specified in units of
10ns so 100us =10000 * 0.01us. For 50us, the value would be 5000. This can be used for making simple task
schedulers.
If the STM0_inittest() is only intended to run once but in 100us from now, this would be used:
/* Run STM0_inttest once, 100us in the future */
CreateTimerInterrupt(OneShotTimerInterrupt, 10000, STM0_inttest);
The maximum time period that can be set is about 42 seconds. The minimum practical time period is around
20us. If you want something faster then you will need to use another method!
For cores 1 and 2, there are further timer interrupt creation functions, using STM1 and STM2. There are two
timer interrupts per core allowed using this method (other methods allow more!).

ShieldBuddy TC275 Development Platform
Aurix 32-Bit Triple Core
CONFIDENTIAL
Released
24
2.4, 2015-05
2.4.3.1 Core 1
The CreateTimerInterrupt0_Core1() function and CreateTimerInterrupt1_Core1() allow two independent
interrupt functions to be called freely in the same way as with core0’s CreateTimerInterrupt(). These use STM1.
For example:
void STM1_inttest0(void)
{
digitalWrite(3, ToggleVar1 ^= 1);
}
void STM1_inttest1(void)
{
digitalWrite(4, ToggleVar2 ^= 1);
}
/* Make STM1_inttest0() function run every 100us */
CreateTimerInterrupt0_Core1(ContinuousTimerInterrupt, 10000, STM1_inttest0);
/* Make STM1_inttest1() function run every 50us */
CreateTimerInterrupt1_Core1(ContinuousTimerInterrupt, 5000, STM1_inttest1);
2.4.3.2 Core 2
For Core2 there are similar functions to core 1 but which are now based on STM2:
void STM2_inttest0(void)
{
digitalWrite(5, ToggleVar3 ^= 1);
}
void STM2_inttest1(void)
{
digitalWrite(6, ToggleVar4 ^= 1);
}
/* Make STM2_inttest0() function run every 100us */
CreateTimerInterrupt0_Core2(ContinuousTimerInterrupt, 10000, STM2_inttest0);
/* Make STM2_inttest1() function run every 50us */
CreateTimerInterrupt1_Core2(ContinuousTimerInterrupt, 5000, STM2_inttest1);
2.4.3.3 Direct Fast Access To The System Timer0
To read the current value of the STM0, upon which all the timing functions are based, use the
GetCurrentNanoSecs() function. This returns the current timer value in steps of 10ns.
TimeSnapshot0 = GetCurrentNanoSecs();
for(i = 0; i < 500; i++)
{ ; }
TimeSnapshot1 = GetCurrentNanoSecs();
/* Time in units of 10ns */
ExecutionTime = TimeSnapshot1 - TimeSnapshot0;

ShieldBuddy TC275 Development Platform
Aurix 32-Bit Triple Core
CONFIDENTIAL
Released
25
2.4, 2015-05
2.4.4 Managing the Multicore Memory Map
The Arduino IDE gives no clue as to where anything goes or even what memory is available. If you are not
bothered about execution speed or are only using Core 0, then variables can be declared just as in any other
Arduino board. However if you are using Cores1 & 2, having some idea how the physical memory is arranged
inside the TC275 can make a huge difference to the maximum performance that can be obtained.
Figure 3 TC275 RAMs
A global variable declared in the usual way will end up in the Core 0 SRAM (“DPSR0”).
If this is only used by Core0 then the access time will be very fast. This is because each of the RAMs appears
at two addresses in the memory map. Core0’s DSPR RAM appears to be at 0xD0000000 where it is
considered to be local and is directly on Core0’s local internal bus. It is also visible to the other cores at
0x70000000 so that they can read and write it freely. The penalty is that the access will be via a bus system
that all cores can access (the SRI) which unfortunately is much slower and can be influenced by other traffic
between cores. Thus all the cores have local RAM that is visible to the other cores, albeit at reduced speed.
There is a fourth RAM area (“LMU”) which is not tied directly to any core and which all cores have fast access
to. This is useful for shared variables that are heavily used by all cores.
Core 2 SRAM
(DSPR2)
0x50000000
Core 1 SRAM
(DSPR1)
0x60000000
Core 0 SRAM
(DSPR0)
0x70000000
LMU SRAM
(LMURAM)
0xB0000000
Core 0 SRAM
(DSPR0)
0xD0000000
Core 1 SRAM
(DSPR1) Core 2 SRAM
(DSPR2)

ShieldBuddy TC275 Development Platform
Aurix 32-Bit Triple Core
CONFIDENTIAL
Released
26
2.4, 2015-05
As cores 1 & 2 are the fast cores, it makes sense to put their variables into their local RAMs but as standard, the
Ardunio IDE has no support for this. For the ShieldBuddy, a series of ready-made macros are available that
allow you to put variables into any of these SRAM areas easily.
Using these macros for core 1 and 2 data
will give a significant increase in
performance and is highly recommended.
The complete set of macros for putting variables in specific RAMs is:
/* LMU uninitialised data */
StartOfUninitialised_LMURam_Variables
/* Put your LMU RAM fast access variables that have no initial values here e.g. uint32 LMU_var; */
EndOfUninitialised_LMURam_Variables
/* LMU uninitialised data */
StartOfInitialised_LMURam_Variables
/* Put your LMU RAM fast access variables that have an initial value here e.g. uint32 LMU_var_init = 1;
*/
EndOfInitialised_LMURam_Variables
/* CPU1 Uninitialised Data */
StartOfUninitialised_CPU1_Variables
/* Put your CPU1 fast access variables that have no initial values here e.g. uint32 CPU1_var; */
EndOfUninitialised_CPU1_Variables
/* CPU1 Initialised Data */
StartOfInitialised_CPU1_Variables
/* Put your CPU1 fast access variables that have an initial value here e.g. uint32 CPU1_var_init = 1;
*/
EndOfInitialised_CPU1_Variables
/* CPU2 Uninitialised Data */
StartOfUninitialised_CPU2_Variables
/* Put your CPU2 fast access variables that have no initial values here e.g. uint32 CPU2_var; */
EndOfUninitialised_CPU2_Variables
/* CPU2 Initialised Data */
StartOfInitialised_CPU2_Variables
/* Put your CPU2 fast access variables that have an initial value here e.g. uint32 CPU2_var_init = 1;
*/
EndOfInitialised_CPU2_Variables

ShieldBuddy TC275 Development Platform
Aurix 32-Bit Triple Core
CONFIDENTIAL
Released
27
2.4, 2015-05
2.5 Peripheral And IO Extensions
2.5.1 Faster digitalRead & digitalWrite
These functions are identical to the Arduino versions but to some extent suffer from limited performance due to
the overhead of the Arduino hardware abstraction layer.
Example of writing to Pin 2.
digitalWrite(2,HIGH); // 160ns, 6.25MHz core 0, 120ns core1/2
digitalWrite(2,LOW);
The maximum pin toggling rate is 6.25MHz on core 0 and 8.3MHz on cores 1 &2
To allow a more direct access to the IO pins, the Fast_digitalWrite() is provided.
Fast_digitalWrite(2, LOW); // 30ns, 25MHz Core1/2, 40ns, core0
Fast_digitalWrite(2, HIGH);
The run time is shorter, allowing the pin to be toggled at up to 25MHz when using cores 1 and 2.
The Fast_digitalRead(2) is a faster equivalent to digitalRead(2).
2.5.2 attachInterrupt() Function
The Arduino attachInterrupt() function is supported with some minor differences. The following pins are able to
create interrupts:
2, 3, 15, 18, 20, 52
The mode parameter supports only values of RISING, FALLING, CHANGE.
ASC and QSPI are still available from functions called from these interrupts but timer functions created from the
CreateTimerInterrupt() function are not.
2.5.3 Enabling and Disabling Interrupts
It is possible to disable all interrupts using:
noInterrupts();
This will also stop the delay() and other timer-related functions. Interrupts can be re-enabled using:
interrupts();
2.5.4 ADC Read Resolution
The default resolution for ADC conversion results is 10 bits, like on an ordinary Arduino. On the ShieldBuddy
you can set 8-bit or 12-bit conversions if required, using the analogReadResolution () function.
/* Set default VADC resolution 10 bits */
analogReadResolution (10u);
To set 12-bits of resolution,:
analogReadResolution (12u);

ShieldBuddy TC275 Development Platform
Aurix 32-Bit Triple Core
CONFIDENTIAL
Released
28
2.4, 2015-05
To set 8-bits:
analogReadResolution (8u);
2.5.5 Fast ADC Conversions
The normal Arduino means of reading an analog channel is “analogRead(channel_no). This allows up to
around 450ksamples/sec. If the analog channel is fixed, then it is possible to access the channel result directly
and get up to around 600ksamples/sec. This requires the use of the ReadADx() functions. There are 12 of
these, one for each ShieldBuddy analog channel.
Example of ReadADx():
VADC_result[i] = ReadAD0(); // Read A0 directly
VADC_result[i] = ReadAD1(); // Read A1 directly

ShieldBuddy TC275 Development Platform
Aurix 32-Bit Triple Core
CONFIDENTIAL
Released
29
2.4, 2015-05
2.5.6 analogWrite() & AnalogOut
2.5.6.1 PWM Frequency
Like the Arduino, the ShieldBuddy uses PWM to generate analog voltages. The PWM frequency is only around
1kHz on the Arduino. The ShieldBuddy frequency is 390kHz when using 8-bit resolution. Whilst this is great for
AC waveform generation, audio applications etc., it can be too high for some power devices used for things like
motor control.
The useArduinoPwmFreq() function will set the PWM frequency to 1.5kHz so that motor shields etc. should
work without problems.
2.5.6.2 Custom PWM Frequencies
It is also possible to set any PWM frequency using the useCustomPwmFreq() function:
/* Use 4000Hz carrier */
useCustomPwmFreq(4000);
The maximum frequency that may be set is 390kHz. The minimum is 6Hz.
If you want to change the PWM frequency after calling analogWrite(x,y), use the following functions:
AnalogOut_2_Reset(); // Allow analog channel 2 to be altered
useCustomPwmFreq(3900); // Change to 3900Hz carrier
analogWrite(2, 128); // Write 50% duty ratio at 3900Hz carrier
2.5.6.3 Fast Update Of AnalogOut() Function
In situations where the duty ratio has to be updated very frequently, it is often better to update just the duty ratio
register in the PWM system for the particular channel in use rather than using the normal analogWrite(). This
can be done using macros like:
AnalogOut_2_DutyRatio = 128;
The value used must be within the range allowed by the resolution you are using. For the default 8-bit, this is 0-
255; for 10-bit this is 0-1023 and so on.
For this to work, you must have used the normal analogWrite(x, y) for that channel at least once e,g.
analogWrite(2, 128);
2.5.6.4 DAC0 and DAC1 pins
These Arduino pins are specifically for accurate digital to analog conversion. They have a fixed 14-bit resolution
(0-16383) and a 6.1kHz PWM frequency.
analogWrite(DAQ0, 8192); // Set 2.5V on DAC0 pin
analogWrite(DAQ1, 4096); // Set 1.25V on DAC1 pin

ShieldBuddy TC275 Development Platform
Aurix 32-Bit Triple Core
CONFIDENTIAL
Released
30
2.4, 2015-05
2.6 CAN
Controller Area Network is supported via the CANRX/CANTX pins, J406 (double row connector) pins 23 and 22
plus J406 pin53 and J405 DAC0. These are CAN0, CAN1 and CAN3 modules respectively. 11 and 29-bit
message IDs can be used. A total of 16 message objects (or more simply, messages) can be used. This is a
subset of the TC275’s real capability and is limited for the sake of simplicity.
There are three CAN channels on the ShieldBuddy, CAN0, CAN1 and CAN3. These are located as follows:
Name TC275 Port ShieldBuddy Pin
CAN0 RX P20.7 pin CANRX
CAN0 TX P20.8 pin CANTX
CAN1 RX P14.1 J406 pin23
CAN1 TX P14.0 J406 pin22
CAN3 RX P20.9 J405 DAC0
CAN3 TX P20.10 J406 pin53
Some prior knowledge of CAN is required to use these functions!
2.6.1 CAN Functions Usage
First the CAN module(s) must be initialised with the required Baudrate:
/*** Core 0 ***/
void setup() {
// put your setup code for core 0 here, to run once:
CAN0_Init(250000);
CAN1_Init(250000);
Next the messages to be sent or received via CAN must be set up. Here we will setup a transmit message on
CAN0 and receive it on CAN1 (we have connected two CAN modules together):
Transmit Message
/* Parameters CAN ID, Acceptance mask, data length, */
/* 11 or 29 bit ID, Message object to use */
CAN0_TxInit(0x100, 0x7FFFFFFFUL, 8, 11, 0);
Receive Message
/* Parameters CAN ID, Acceptance mask, data length, */
/* 11 or 29 bit ID, Message object to use */
CAN1_RxInit(0x100, 0x7FFFFFFFUL, 8, 11, 1);
Here we are setting up a message object in the CAN0 module (CANRX/CANTX pins) to send 8 bytes with a
message ID of 0x100, using 11-bit identifiers. We will be using message object0 for the transmit message.
There are a total of 16 message objects available in the ShieldBuddy CAN driver and it is up to the user to make
sure that each transmit and receive object has an unique message object number! In our example, if we set up
another message (receive or transmit) we will use object 2, as 0 and 1 are already in use.

ShieldBuddy TC275 Development Platform
Aurix 32-Bit Triple Core
CONFIDENTIAL
Released
31
2.4, 2015-05
To send the message on CAN0 with 8 bytes of data consisting of 0x12340000 (lower 4 bytes) and 0x9abc000
(upper 4 bytes) with message ID 0x100:
/* Parameters CAN ID, 32 bits low data, 32 bits high data, data length */
CAN0_SendMessage(0x100, 0x12340000, 0x9abc0000, 8);
To receive the message on CAN1:
/* Parameters CAN ID, address of structure to hold returned data, data length */
RxStatus = CAN1_ReceiveMessage(0x100, &msg1, 8);
For the receive message function, we must provide a structure into which the receive function can place the
received data. The predefined structure type “IfxMultican” can be used for this:
IfxMultican_Message msg1;
The data received can be accessed in:
LowerData = msg1.data[0];
UpperData = msg1.data[1];
The receive function also returns a status value which can help in the event of a message reception failure. The
predefined type “IfxMultican_Status” can be used:
IfxMultican_Status RxStatus;
The return values are any one of:
IfxMultican_Status_ok = 0x00000000,
IfxMultican_Status_notInitialised = 0x00000001,
IfxMultican_Status_wrongParam = 0x00000002,
IfxMultican_Status_wrongPin = 0x00000004,
IfxMultican_Status_busHeavy = 0x00000008,
IfxMultican_Status_busOff = 0x00000010,
IfxMultican_Status_notSentBusy = 0x00000020,
IfxMultican_Status_receiveEmpty = 0x00000040,
IfxMultican_Status_messageLost = 0x00000080,
IfxMultican_Status_newData = 0x00000100,
IfxMultican_Status_newDataButOneLost = IfxMultican_Status_messageLost |
IfxMultican_Status_newData
Please note that the CAN receive function does not need to know which message object in the CAN module is
being used – it works it out from the message ID passed to it. However this relies on any message ID only
being used once, which is a basic requirement of the CAN specification anyway. If the CAN receive functions
are run but there is no message waiting then they will return value of 0x40. When this is data, they will return a
value of 0x100.
2.6.1.1 Receiving any message regardless of message ID
If you want to receive all messages on the CAN bus into a single message object, the acceptance mask
parameter in the CANx_RxInit() function needs to be set to zero.
/* Receive all message IDs up t0 0xFFF */
CAN1_RxInit(0x200, 0x7FFFF000UL, 8, 11, 1);
Now the CAN message ID can be anything from 1 to 0xFFF so you can enter any otherwise unused and valid
11 or 29-bit ID. Here we used 0x200. To receive the messages, use:
RxStatus = CAN1_ReceiveMessage(0x200, &msg1, 8);

ShieldBuddy TC275 Development Platform
Aurix 32-Bit Triple Core
CONFIDENTIAL
Released
32
2.4, 2015-05
2.7 I2C/Wire Pins & Baudrate
The ShieldBuddy’s default I2Cperipheral is on pins 20 (SDA) and 21 (SCL). Currently only the master mode is
supported. There are two new functions available compared with the Arduino. Before calling the Wire.begin(),
the pins to be used for the I2C can be specified, along with the Baudrate. The default pins are 20 and 21 but an
alternative set are at pins 6 (SDA) and 7 (SCL) as these are used on some shields. A further set are on pins
SDA1 and SCL1.
Wire.setWirePins(UsePins_20_21); // Default pins for Arduino Due/MEGA, SCL/SDA
Or:
Wire.setWirePins(UsePins_6_7); // Pins 6 & 7
Or:
Wire.setWirePins(UsePins_SDA1_SCL1); // SDA1, SCL1
Wire.begin(); // join i2c bus (address optional for master)
The default Baudrate is 100kbit/s but this can be changed to up to 400kbit/s
Wire.setWireBaudrate(400000); // Set high speed mode
Wire.begin(); // join i2c bus (address optional for master)
Only one set of pins can be used with the Wire library at once. If you need two I2C channels then the second
one will have to use the software-driven I2C library. To do this, the SoftwareWire.h must be included at the top
of the file, for example:
// Use SW I2C port on any two pins
#include <SoftwareWire.h>
// Create Software I2C on pin6 (SDA) pin 7 (SCL)
SoftwareWire SwWire( 6, 7, 0, 0); /* No pullups, no clock stretch */
It can then be used just like the normal I2C ports except that the Baudrate is fixed at around 100kbit/s.

ShieldBuddy TC275 Development Platform
Aurix 32-Bit Triple Core
CONFIDENTIAL
Released
33
2.4, 2015-05
2.8 EEPROM Support
The Arduino EEPROM functions are available but their use is slightly different to when on an Arduino Uno,
MEGA, Due etc. This is because the TC275 has DFLASH rather than EEPROM. This has a similar number of
write cycles (125k) but due to the 8kbyte sector size, the mechanism for writing is different. There are 8kbytes
of emulated EEPROM available to you. Most of the features of the EEPROM system are described at:
https://www.arduino.cc/en/Reference/EEPROM
Note: The total DFLASH size if 384kbyte and if you want to use it with very large data sets then do not use the
Arduino-style EEPROM functions!
Date can be written to and read from the emulated EEPROM one byte at a time. If the EEPROM is to be used
in an application, it is recommended that the EEPROM manager is initialised before any read or write
operations.
/* Initialise EEPROM system */
if(EEPROM.eeprom_initialise() == EEPROM_Not_Initialised)
{
/* EEPROM is bad */
while(1) { ; }
}
It is not mandatory to do this but if there is a failure in the EEPROM then it will not be reported. It is also the
case that the first read or write will initialise the EEPROM manager but please note that the first such operation
will take several milliseconds and if there is a failure in the EEPROM, you will not know about it.
EEPROM data can be read freely. EEPROM writes can be done freely as in fact the data is captured in a RAM
buffer. Once all the writes required by the application are completed, the eeprom_update() function must be
used to program the data into the underlying DFLASH.
/* Write buffer to DFLASH */
EEPROM.eeprom_update();
This should not be confused with the EEPROM.update() function. This only stops data being written into the
RAM buffer if the same data is already there.
2.9 Resetting The ShieldBuddy
It is possible to reset the ShieldBuddy by executing the Reset_TC275() function. This causes a TC275 system
reset which puts the CPUs into the reset state.
2.10 SPI Support
2.10.1 Default Spi
The SPI is similar to that on the Arduino Uno and MEGA and can be used in much the same way. The default
slave select is pin10 with alternative one being on pin4. These can be used in the same way as on the Arduino.
Spi.begin(); // Use default slave select on p10
Spi.begin(10); // Use default slave select on p10
Spi.begin(4); // Use slave select on p4 (used by SD cards)
Spi.begin(5); // Use slave select on p5 (used by TFT shields)

ShieldBuddy TC275 Development Platform
Aurix 32-Bit Triple Core
CONFIDENTIAL
Released
34
2.4, 2015-05
2.10.2 Spi Channel 1
There is a second independent Spi channel on p12 (MISO), p11(MOSI) and p13 (SCK) which also uses p10 as
the slave select. To use this Spi channel:
Spi.begin(BOARD_SPI_SS0_S1); // Use Spi1 with slave select on p10
2.10.3 Spi Channel 2
There is a further Spi channel on p50 (MISO), p51 (MOSI) and p52 (SCK) which currently implemented as a
bit-bashed Spi. This is intended for use with special shields like the Industrial Shield range from Boot & Work.
Two possible slave selects are supported, pin53 and pin10.
Spi.begin(BOARD_SOFT_SPI_SS2); // Use slave select on p53
Spi.begin(BOARD_SOFT_SPI_SS0); // Use slave select on p10
Note that the latter cannot be used at the same time as any other Spi channel that has p10 as the slave select.
This Spi channel runs at about 3mbit/s so a typical 8-bit transfer takes around 2.9us.
Table 1 SPI Names
SPI Name
Comment
Used Pins
BOARD_SPI_SS0
Pin10 is default CS on SPI Ch0
MISO = P201.1, MOSI =
P201.4 SCK = P201.3
BOARD_SPI_SS0_S1
Really pin 10 but this means use it with SPI Ch 1
MISO = p12, MOSI = p11
SCK = p13
BOARD_SOFT_SPI_SS0
Bit bashed SPI only p10 chip select
MISO = p50, MOSI = p51
SCK = p52
BOARD_SOFT_SPI_SS2
Bit bashed SPI only p53 chip select
MISO = p50, MOSI = p51
SCK = p52
BOARD_SPI_SS1
Used for SD Cards on SPI Ch0
MISO = P201.1, MOSI =
P201.4 SCK = P201.3

ShieldBuddy TC275 Development Platform
Aurix 32-Bit Triple Core
CONFIDENTIAL
Released
35
2.4, 2015-05
2.11 Aurix DSP Function Library
The Aurix has a number of built-in DSP-like functions such as saturated maths, Q-arithmetic, circular buffer
types etc. These are often used in applications such as:
• Complex Arithmetic
• Vector Arithmetic
• FIR Filters
• IIR Filters
• Adaptive Filters
• Fast Fourier Transforms
• Discrete Cosine Transform
• Mathematical functions
• Matrix operations
• Statistical functions
To allow these to be implemented easily and efficiently, Infineon have released the “TriLib” library. This consists
of assembler-coded routines that are highly optimized for minimum run time and are designed to be callable
directly from C and C++ programs (including the Arduino IDE). They are not floating point. For such
operations, the on-board floating point units are directly used by the compiler, so nothing special needs to be
done. It should be borne in mind though that the free Aurix GCC toolchain used with the ShieldBuddy does not
have the highly optimised runtime libraries supplied with the full version so some functions are slower than
might be expected.
It is recommend to use the DSP TriLib functions on cores 1 or 2 as these are around 20% faster than core0 due
to the more sophisticated pipeline. There are no special steps to take when using them.
2.12 Ethernet BootLoader/In Application Ethernet Flash Programmer
It is possible to program the TC275 PFLASH via an Ethernet shield using TFTP. There are a number of ways to
do this which are described below.
2.12.1 Overview
TFTP is a simple file transfer protocol which is often used to boot diskless and embedded systems. It uses UDP
and requires a conventional TCP/IP network setup. The booloader is not 100% robust and if transmission and
programming is interrupted, it is possible for the ShieldBuddy to be left with an incomplete or damaged
application in its Pflash. If this happens, you will have to reprogram it directly from the Arduino IDE or the UDE
debugger via USB.
2.12.2 Setting The Network Addresses
The default IP address "192.168.3.177" will need to be changed to suit your local network environment, as will
the IP addresses given in .\aurix\system\include\net.h. Edit this file as required.
/* Gateway Address */
#define GWIP0 192
#define GWIP1 168
#define GWIP2 3
#define GWIP3 1
/* Subnet Mask */
#define MASK0 255
#define MASK1 255
#define MASK2 255
#define MASK3 0

ShieldBuddy TC275 Development Platform
Aurix 32-Bit Triple Core
CONFIDENTIAL
Released
36
2.4, 2015-05
/* MAC Address */
#define MAC0 0x12
#define MAC1 0x34
#define MAC2 0x45
#define MAC3 0x78
#define MAC4 0x9A
#define MAC5 0xBC
/* IP Address */
#define IP0 192
#define IP1 168
#define IP2 3
#define IP3 177
2.12.3 Configuring The SPI
The Ethernet bootloader use a bit-based SPI to eliminate the need for interrupts running during PFlash
programming. This can be conifigured to use any 4 Arduino pins but the most commonly used ones for
Ethernet are given in net.h. Please note that the SPI pins on the 6-way ICP (P201) connector are not normally
assigned Arduino pin numbers but on the ShieldBuddy, they are pins 61, 62 and 63.
/*** Bit Bashed SPI for TFTP Download ***/
/* Pin definitions for ICP SPI port */
#define SCK_pin 62
#define MISO_pin 61
#define MOSI_pin 63
#define TFTP_SS 10
These can be changed as required.
2.13 Using The Bootloader
The EnterBootLoader() function will wait for 10 seconds for TFTP transmission from the PC to begin. If nothing
is received it times out and exits. If data is received, it is programmed into the TC275 Pflash. If the data stream
is interrupted before completion, it waits for transmission to restart without timing out. This is because the
Pflash is likely to be in a corrupted state and the TC275 continues to execute the Bootloader which is running
from the PSPR0 RAM. If the TC275 is reset in this state, it will not restart and you will have to reprogram it via
the Arduino IDE or the UDE debugger.
The Bootloader can be used in two ways:
(i) Program the “BootLoaderTest” sketch into the ShieldBuddy and then at some later time, send it the real
application via Ethernet and TFTP.
(ii) Build sketches/applications with a call to the Bootloader included in them:
// Call the bootloader to program itself back into Flash
// Ends with a TC275 reset if programming was successful otherwise it returns
// after 10 seconds.
EnterBootLoader();

ShieldBuddy TC275 Development Platform
Aurix 32-Bit Triple Core
CONFIDENTIAL
Released
37
2.4, 2015-05
2.14 Sending Programs To The ShieldBuddy
The Bootloader expects to receive a binary image of the new ShieldBuddy program. At the moment this not
possible from directly from the Arduino IDE. Note that CPU1 & 2 cannot be used during the programming
process and the bootloader will disable them until the final reset occurs.
First of all, use the Arduino IDE to program the BootLoaderTest sketch into the ShieldBuddy in the normal way
and then reset the board. The binary image of this sketch can be created with the HEX2BIN tool from the same
AurduinoUpload.hex file that the Arduino IDE would normally send to the ShieldBuddy via USB:
C:\Hitex\AURduinoIDE\Tools\hex2bin c:\HIGHTEC\AurduinoUpload.hex
The binary file is then sent to the ShieldBuddy using TFTP.EXE:
C:\Hitex\AURduinoIDE\Tools\tftp -i 192.168.3.177 put C:\HIGHTEC\AurduinoUpload.bin
These lines can be combined into a batchfile containing:
C:\Hitex\AURduinoIDE\Tools\hex2bin C:\HIGHTEC\AurduinoUpload.hex
C:\Hitex\AURduinoIDE\Tools\tftp -i 192.168.3.177 put C:\HIGHTEC\AurduinoUpload.bin
Now run the batchfile:
C:\Hitex\AURduinoIDE\Tools\SendAppTftp.bat
The user LED (pin13) on the board will flash until the TFTP connection is made at which point it stops. When
the programming is completed, the TC275 will be reset and the bootloader will restart. You should see the LED
flashing again.
2.15 Tone() Functions
The standard Tone functions are implemented, as per the Arduino. The only difference is that the range of
tones is from 0.232Hz to 100MHz. The duration can be up to 65.5 seconds.
Not all ShieldBuddy pins can be used for the Tone functions. The following pins may be used:
0
1
2
3
4
5
6
7
8
9
10
11
12
13
14
15
18
19
20
21
22
28
30
31
32
34
39
41
42
43
47
49
51
52
Table 2 Pins available for tone() function
2.16 PWM Measurement Functions
The TC275 GTM TIM modules can be used to make PWM period and duty cycle measurements automatically
and without interrupts. The PWM frequency must be in the range of 5.96Hz to 10MHz. The following
ShieldBuddy pins can be used for this purpose:
0
1
2
3
4
5
6
7
8
9
10
11
12
13
14
15
17
18
19
20
21
24
25
27
28
29
31
33
35
37
38
39
44
45
46
Table 3 Pins available for PWM measurement functions

ShieldBuddy TC275 Development Platform
Aurix 32-Bit Triple Core
CONFIDENTIAL
Released
38
2.4, 2015-05
2.16.1 Using The PWM Measurement Functions
The PWM measurement system must first be initialized for the pin you want to use, here on pin 8. This is for a
normal positive-going PWM signal:
// Initialise PWM measurement
Init_TIM_TPWM(8, TIM_TPWM_RISINGEDGE); // Use pin 8, rising edges
For an inverted PWM signal on pin9 for example:
Init_TIM_TPWM(9, TIM_TPWM_FALLINGEDGE); // Use pin 9, falling edges
The function used to make the measurement is “MeasurePwm()”. This has parameters as per:
MeasurePwm(uint8 _pin, uint32 *Period, uint32 *Duration, float *DutyRatio);
It expects to receive the address of the variable into which you want the new data to be inserted, e.g.
MeasurePwm(8, &PWM_Period0, &PWM_Duration0, &DutyRatio0);
Where the parameters have previously been declared as:
uint32 PWM_Period0;
uint32 PWM_Duration0;
float DutyRatio0;
The PWM period and duration are returned as integers scaled in units of 10ns. Thus a period of 1ms will result
in PWM_Period0 being 100000. The duty ratio is returned as floating point value in the range of 0-1. Please
note that if there is just a ‘1’ or ‘0’ applied to the pin i.e. no PWM is present, the MeasurePwm(() function will not
update the parameters passed to it. To allow you to check for this condition, it returns either
“NoPwmMeasurementData” or “PwmMeasurementData” from the typdef MeasurePwmReturnType:
typedef enum { NoPwmMeasurementData, PwmMeasurementData } MeasurePwmReturnType;
For example:
if(MeasurePwm(8, &PWM_Period0, &PWM_Duration0, &DutyRatio0) == PwmMeasurementData)
{
// New PWM data available – parameters passed will be updated
}
else
{
// New PWM data available – parameters passed are not updated
}
To measure just the duty ratio of a PWM signal, you can use:
DutyRatio0 = MeasureDutyRatio(8);
To measure just the frequency of a PWM signal (or in fact any signal), you can use:
Frequency0 = MeasureFrequency(8);
.

ShieldBuddy TC275 Development Platform
Aurix 32-Bit Triple Core
CONFIDENTIAL
Released
39
2.4, 2015-05
2.17 General Purpose Timer Interrupts
There are nine general purpose timers available (based on the ATOMs in the GTM) that can be used to call an
user-defined function from a periodic interrupts. The longest time is about 170 seconds and the shortest is
around 1us. The units of time are by default based on 0.02us per count (50MHz).
Example
We want call this function every 100us using timer 2:
void UserTimer2Handler(int i)
{
digitalWrite(13,!digitalRead(13));
}
First, set the name of the function to be called:
// Set user handlers
TimerChannelConfig[2].user_inthandler = UserTimer2Handler;
Then initialize the Timer 2 channel:
// Initialise general timer channels
InitialiseTimerChannel(2);
Finally, set the period of the interrupt, in units of 0.02us:
// Set period of timers
SetTimerChannelPeriod(2, 5000);
The function UserTimer2Handler() will now be called every 100us.

ShieldBuddy TC275 Development Platform
Aurix 32-Bit Triple Core
CONFIDENTIAL
Released
40
2.4, 2015-05
3 Hardware Release Notes HW Revision B
3.1 ShieldBuddy RevB Known Problems
The ShieldBuddy Revision B has a number of functional characteristics, listed below.
1. It will only run at 5V. It is possible to get 3V3 operation but this requires the changing of a voltage
regulator and the changing of some resistors
3.2 CIC61508 (Safety version only)
The CIC61508 is programmed with the VANIA3.2 firmware release.
3.3 VIN Pin
The VIN pin on the ShieldBuddy power connector strip allows access to the 9-12V input from the power jack
socket. This may be used to power shields that require a higher voltage e.g. the DC motor shield. In this case,
please note that the maximum continuous current that can be drawn through this pin is 1.5A due to the 0.5mm
track used..

ShieldBuddy TC275 Development Platform
Aurix 32-Bit Triple Core
CONFIDENTIAL
Released
41
2.4, 2015-05
4 Arduino-Based Connector Details
The ShieldBuddy is based on the Arduino Due (SAM3X) form factor. Where possible, the pin functionality of the
Due has been implemented using an equivalent Aurix peripheral.
4.1 Board Layout
D0D7
D8
D17
A5A0 A11
PWMH PWML COMMUNICATION
ADCHADCLPOWER
Figure 4 Top view of ShieldBuddy

ShieldBuddy TC275 Development Platform
Aurix 32-Bit Triple Core
CONFIDENTIAL
Released
42
2.4, 2015-05
4.2 Connector Pin Allocation

ShieldBuddy TC275 Development Platform
Aurix 32-Bit Triple Core
CONFIDENTIAL
Released
43
2.4, 2015-05
Figure 5 Extended IO Connector
Figure 6 SPI Connector

ShieldBuddy TC275 Development Platform
Aurix 32-Bit Triple Core
CONFIDENTIAL
Released
44
2.4, 2015-05
4.3 TC275 ASCLIN to ShieldBuddy connector mapping
Table 4 ASCLIN to ShieldBuddy connector mapping
TC275 Port Pin
ASCLIN
Board Marking
Comment
P15.0
ASC1
TX0
Serial0
P15.1
ASC1
RX0
P33.9
ASC2
TX1
Serial1
P33.8
ASC2
RX1
P20.0
ASC3
TX2
Serial2
P20.3
ASC3
RX2
P15.2
ASC0
TX
Serial
P15.3
ASC0
RX
P15.7
ASC3
TX
SerialASC - Available via
USB
P32.2
ASC3
RX
Table 5 Arduino To ShieldBuddy To TC275 Mapping
Arduino Signal Name
ShieldBuddy Connector
Name
TC275T Pin Assignment
Analog pin 0
ADCL.1
SAR4.7/P32.3
Analog pin 1
ADCL.2
SAR4.6/P32.4
Analog pin 2
ADCL.3
SAR4.5/P32.1
Analog pin 3
ADCL.4
SAR4.4/P23.2
Analog pin 4
ADCL.5
SAR3.0/P10.7
Analog pin 5
ADCL.6
SAR3.1/P10.0
Analog pin 6
ADCL.7
SAR2.5/P23.3
Analog pin 7
ADCL.8
SAR2.4/P20.6
Analog pin 8
ADCH.1
SAR0.3/P33.6
Analog pin 9
ADCH.2
SAR0.2/P22.2
Analog pin 10
ADCH.3
SAR0.1/P23.5
Analog pin 11
ADCH.4
SAR0.0/P23.4
Analog pin 12/DAC0
ADCH.5
SAR5.4/P20.9/P33.10
Analog pin 13/DAC1
ADCH.6
SAR5.5/P33.11
Analog pin 14/CAN RX
ADCH.7
SAR5.6/P20.7 CAN0 RX
Analog pin 15/CAN TX
ADCH.8
SAR5.7/P20.8 CAN0 TX
Digital pin 4 (PWM/SS)
PWML.5
P10.4
Analog Reference AREF
PWMH.8
AREF
Digital pin 0 (RX0)
PWML.1
P15.3
Digital pin 1 (TX0)
PWML.2
P15.2
Digital pin 2 (PWM)
PWML.3
P2.0
Digital pin 3 (PWM)
PWML.4
P2.1
Digital pin 5 (PWM)
PWML.6
P2.3
Digital pin 6 (PWM)
PWML.7
P2.4
Digital pin 7 (PWM)
PWML.8
P2.5
Digital pin 8 (PWM)
PWMH.1
P2.6
Digital pin 9 (PWM)
PWMH.2
P2.7
Digital pin 10 (PWM/SS)
PWMH.3
P10.5
Digital pin 11 (PWM/MOSI)
PWMH.4
P10.3
Digital pin 12 (PWM/MISO)
PWMH.5
P10.1
Digital pin 13 (PWM/SPCK)
PWMH.6
P10.2

ShieldBuddy TC275 Development Platform
Aurix 32-Bit Triple Core
CONFIDENTIAL
Released
45
2.4, 2015-05
Arduino Signal Name
ShieldBuddy Connector
Name
TC275T Pin Assignment
Digital pin 14 (TX3)
COMMUNICATION.8
P15.0 ASC1 RX TXCAN2
Digital pin 15 (RX3)
COMMUNICATION.7
P15.1 ASC1 RX RXCAN2
Digital pin 16 (TX2)
COMMUNICATION.6
P33.9 ASC2 TX
Digital pin 17 (RX2)
COMMUNICATION.5
P33.8 ASC2 RX
Digital pin 18 (TX1)
COMMUNICATION.4
P20.0 ASC3 TX
Digital pin 19 (RX1)
COMMUNICATION.3
P20.3 ASC3 RX
Digital pin 20 (SDA)
COMMUNICATION.2
P15.4
Digital pin 21 (SCL)
COMMUNICATION.1
P15.5
Digital pin 22
XIO.3
P14.0
Digital pin 23
XIO.4
P14.1
Digital pin 24
XIO.5
P15.6
Digital pin 25
XIO.6
P00.0
Digital pin 26
XIO.7
P00.8
Digital pin 27
XIO.8
P00.1
Digital pin 28
XIO.9
P00.9
Digital pin 29
XIO.10
P00.2
Digital pin 30
XIO.11
P00.10
Digital pin 31
XIO.12
P00.3
Digital pin 32
XIO.13
P00.11
Digital pin 33
XIO.14
P00.4
Digital pin 34
XIO.15
P00.12
Digital pin 35
XIO.16
P00.5
Digital pin 36
XIO.17
P33.2
Digital pin 37
XIO.18
P00.6
Digital pin 38
XIO.19
P33.1
Digital pin 39
XIO.20
P00.7
Digital pin 40
XIO.21
P33.2
Digital pin 41
XIO.22
P11.9
Digital pin 42
XIO.23
P11.10
Digital pin 43
XIO.24
P11.11
Digital pin 44 (PWM)
XIO.25
P33.3
Digital pin 45 (PWM)
XIO.26
P11.2
Digital pin 46 (PWM)
XIO.27
P11.3
Digital pin 47
XIO.28
P11.6
Digital pin 48
XIO.29
P21.3 (B-step) P21.1 (A-step) via link
Digital pin 49
XIO.30
P21.0
Digital pin 50 (MISO)
XIO.31
P33.4 + P21.2 + P33.13
Digital pin 51 (MOSI)
XIO.32
P33.12 + P13.3 + P2.8
Digital pin 52 (SCK)
XIO.33
P33.5 + P15.8 + P10.8
Digital pin 53 (SS)
XIO.34
P33.7 + P20.10 + P11.12
SPI connector 1
MISO3
P22.1
SPI connector 2
+5V
SPI connector 3
SPCK3
P22.3
SPI connector 4
MOSI3
P22.0
SPI connector 5
RESET
SPI connector 6
GND
I2C SDA1
PWMH.10
P13.1
I2C SCL1
PWMH.9
P13.2
GND
PWMH.7
GND

ShieldBuddy TC275 Development Platform
Aurix 32-Bit Triple Core
CONFIDENTIAL
Released
46
2.4, 2015-05
Figure 7 TC275 to Arduino Connector Mapping
Figure 8 TC275 to Arduino EXT IO Connector Mapping

ShieldBuddy TC275 Development Platform
Aurix 32-Bit Triple Core
CONFIDENTIAL
Released
47
2.4, 2015-05
5 Powering The ShieldBuddy
The ShieldBuddy can be powered from USB or from 6V to 9V on the jack socket. The switch S501 allows the
power source to be selected. The jumper position towards the centre of the board selects USB power.
It is possible to power the board from just the USB however some shields require more current than can be
supplied via USB so in the case, the external power jack should be used.
When powered from the external jack, the CIC61508 has its own independent power regulator, as required by
the safety architecture. When using USB power, the CIC61508 shares is power supply with the Aurix. This is
the non-safety configuration, for development use only.
5.1 Selectable Options
5.2 Restoring an ShieldBuddy with a completely erased FLASH.
If the TC275 PFLASH becomes completely erased or if the bootmode headers are damaged, the device can no
longer be accessed via JTAG or DAP. The debugger will report “No Valid ABM On Target” and the FLASH
cannot be programmed, even though it might appear to have been. To overcome this, JP201 can be used to
temporarily enable the debug interface so that the PFLASH can be reprogrammed. To do this, follow the
procedure given below:
With the ShieldBuddy powered up:
1. Close the jumper JP201
2. Press the reset button
3. Remove the jumper on JP201
4. Attempt to start your Flash programming tool or debugger
5. The tool should now connect
6. Reprogram the PFLASH in the usual way

ShieldBuddy TC275 Development Platform
Aurix 32-Bit Triple Core
CONFIDENTIAL
Released
48
2.4, 2015-05
6 Underside Component Placement
Figure 9 Bottom view of ShieldBuddy

ShieldBuddy TC275 Development Platform
Aurix 32-Bit Triple Core
CONFIDENTIAL
Released
49
2.4, 2015-05

ShieldBuddy TC275 Development Platform
Aurix 32-Bit Triple Core
CONFIDENTIAL
Released
50
2.4, 2015-05
7 Top Side Component Placement
Figure 10 Component Location – Top Side

ShieldBuddy TC275 Development Platform
Aurix 32-Bit Triple Core
CONFIDENTIAL
Released
51
2.4, 2015-05
8 Appendices
8.1 Basic Board Test
If you think your ShieldBuddy has been damaged, please run this simple test to see if the CPU is still OK.
Note: It is assumed that Infineon DAS v4.6 or later is already installed on your PC.
Go to “C:\Hitex\AURduinoIDE\Tools\EOL_Test”
Connect the ShieldBuddy to the USB port on your PC. Make sure that the jumper by the power jack socket is in
the “USB” position.
Wait for DAS to detect the ShieldBuddy – this takes about 15 seconds. Run the batch file
“programShieldBuddy.bat”.
The Memtool programming tool will start and program the ShieldBuddy_Template_5.hex hexfile into the TC275
FLASH.

ShieldBuddy TC275 Development Platform
Aurix 32-Bit Triple Core
CONFIDENTIAL
Released
52
2.4, 2015-05
Now start a terminal emulation program (e.g. putty, MTTY, Hyperterm etc.) and use the following serial
parameters:
The COM port created by the ShieldBuddy will vary from PC to PC. You can find it in the Windows Control
Panel - Device Manager under Ports (COM & LPT). Here it is COM196. Note it is usually the second virtual
comport that is the active one. Make sure your terminal program is using this comport!

ShieldBuddy TC275 Development Platform
Aurix 32-Bit Triple Core
CONFIDENTIAL
Released
53
2.4, 2015-05
With the terminal program running, press the reset button on the ShieldBuddy. The following text should
appear:
Now press any alpha key – here it was ‘A’. The key you pressed will be printed into the terminal and the LED
on the ShieldBuddy pinD13 should start to flash.
That completes a successful test.

ShieldBuddy TC275 Development Platform
Aurix 32-Bit Triple Core
CONFIDENTIAL
Released
54
2.4, 2015-05

www.hitex.co.uk
Published by Hitex (U.K.) Limited.
4269.40100, 2.4