Digi XBee Cellular 3G Global Embedded Modem User Guide Users 90001541
User Manual:
Open the PDF directly: View PDF
.
Page Count: 162 [warning: Documents this large are best viewed by clicking the View PDF Link!]
- Digi XBee Cellular 3G Global Embedded Modem User Guide
- Get started with the XBee Cellular Modem Development Kit
- Connection examples
- Get started with MicroPython
- Technical specifications
- Hardware
- Antenna recommendations
- Design recommendations
- Cellular connection process
- Modes
- Sleep modes
- Serial communication
- SPI operation
- File system
- Socket behavior
- Supported sockets
- Socket timeouts
- Socket limits in API mode
- Enable incoming TCP sockets in API mode
- API mode behavior for outgoing TCP and SSL connections
- API mode behavior for outgoing UDP data
- API mode behavior for incoming TCP connections
- API mode behavior for incoming UDP data
- Transparent mode behavior for outgoing TCP and SSL connections
- Transparent mode behavior for outgoing UDP data
- Transparent mode behavior for incoming TCP connections
- Transparent mode behavior for incoming UDP connections
- Transport Layer Security (TLS)
- AT commands
- Special commands
- Cellular commands
- Network commands
- Addressing commands
- Serial interfacing commands
- I/O settings commands
- D0 (DIO0/AD0)
- D1 (DIO1/AD1)
- D2 (DIO2/AD2)
- D3 (DIO3/AD3)
- D4 (DIO4)
- D5 (DIO5/ASSOCIATED_INDICATOR)
- D6 (DIO6/RTS)
- D7 (DIO7/CTS)
- D8 (DIO8/SLEEP_REQUEST)
- D9 (DIO9/ON_SLEEP)
- P0 (DIO10/PWM0 Configuration)
- P1 (DIO11/PWM1 Configuration)
- P2 (DIO12 Configuration)
- PD (Pull Direction)
- PR (Pull-up/down Resistor Enable)
- M0 (PWM0 Duty Cycle)
- I/O sampling commands
- Sleep commands
- Command mode options
- MicroPython commands
- Firmware version/information commands
- Diagnostic interface commands
- Execution commands
- File system commands
- Operate in API mode
- API frames
- Configure the XBee Cellular Modem using Digi Remote Manager
- Troubleshooting
- Regulatory information

Digi XBee® Cellular 3G Global
Embedded Modem
User Guide

Revision history—90001541
Revision Date Description
C January
2018
Added the TS,N1 and N2 commands and information on socket limits. Added
support for RSSIPWM, SPIand I2C. Indicated the number of supported
sockets.
D February
2018
Noted UDP 1024 byte payload limit. Added European certifications. Added
instructions for sending an SCI request to Remote Manager.
E March
2018
Added Australian and New Zealand certifications.
F June
2018
0B software release. Added file system and TLS sections, ATcommands and
related changes.
G August
2018
Updated list of cipher suites. Updated Get Started section.
Trademarks and copyright
Digi, Digi International, and the Digi logo are trademarks or registered trademarks in the United
States and other countries worldwide. All other trademarks mentioned in this document are the
property of their respective owners.
© 2018 Digi International Inc. All rights reserved.
Disclaimers
Information in this document is subject to change without notice and does not represent a
commitment on the part of Digi International. Digi provides this document “as is,” without warranty of
any kind, expressed or implied, including, but not limited to, the implied warranties of fitness or
merchantability for a particular purpose. Digi may make improvements and/or changes in this manual
or in the product(s) and/or the program(s) described in this manual at any time.
Warranty
To view product warranty information, go to the following website:
www.digi.com/howtobuy/terms
Send comments
Documentation feedback: To provide feedback on this document, send your comments to
techcomm@digi.com.
Customer support
Digi Technical Support: Digi offers multiple technical support plans and service packages to help our
customers get the most out of their Digi product. For information on Technical Support plans and
Digi XBee Cellular 3G Global Embedded Modem User Guide 2

Contents
Digi XBee Cellular 3G Global Embedded Modem User Guide
Applicable firmware and hardware 11
SIM cards 11
Get started with the XBee Cellular Modem Development Kit
Identify the kit contents 13
Connect the hardware 14
XBIB-U-DEV reference 16
Cellular service 17
Configure the device using XCTU 18
Add a device 18
Check for cellular registration and connection 18
Update to the latest firmware 19
Connection examples
Connect to the Echo server 22
Debugging 23
Connect to the ELIZA server 23
Debugging 24
Connect to the Daytime server 24
Debugging 26
Perform a (GET) HTTP request 26
Debugging 27
Get started with CoAP 27
CoAP terms 28
CoAP quick start example 28
Configure the device 29
Example: manually perform a CoAPrequest 29
Example: use Python to generate a CoAP message 30
Connect to a TCP/IP address 32
Debugging 32
Get started with MQTT 33
Example: MQTT connect 33
Send a connect packet 35
Example: send messages (publish) with MQTT 37
Example: receive messages (subscribe) with MQTT 37
Use MQTT over the XBee Cellular Modem with a PC 38
Software libraries 41
Digi XBee Cellular 3G Global Embedded Modem User Guide 4

Digi XBee Cellular 3G Global Embedded Modem User Guide 5
Get started with MicroPython
About MicroPython 42
Why use MicroPython 42
MicroPython on the XBee Cellular Modem 42
Use XCTU to enter the MicroPython environment 43
Use the MicroPython Terminal in XCTU 43
Troubleshooting 43
Example: hello world 44
Example: turn on an LED 44
Exit MicroPython mode 45
Other terminal programs 45
Tera Term for Windows 45
Use picocom in Linux 46
Technical specifications
Interface and hardware specifications 49
RF characteristics 49
Networking specifications 49
Power requirements 50
Power consumption 50
Electrical specifications 50
Regulatory approvals 51
Hardware
Mechanical drawings 54
Pin signals 54
Pin connection recommendations 56
RSSI PWM 56
SIM card 56
The Associate LED 56
Antenna recommendations
Antenna placement 59
Design recommendations
Power supply considerations 61
Add a capacitor to the RESET line 61
Heat considerations 62
Add a fan to provide active cooling 62
Cellular connection process
Connecting 64
Cellular network 64
Data network connection 64
Data communication with remote servers (TCP/UDP) 64
Disconnecting 64

Digi XBee Cellular 3G Global Embedded Modem User Guide 6
SMS encoding 65
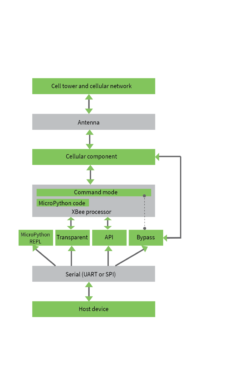
Modes
Select an operating mode 67
Transparent operating mode 68
API operating mode 68
Bypass operating mode 68
Enter Bypass operating mode 68
Leave Bypass operating mode 69
Restore cellular settings to default in Bypass operating mode 69
Command mode 69
Enter Command mode 69
Troubleshooting 70
Send AT commands 70
Response to AT commands 71
Apply command changes 71
Make command changes permanent 71
Exit Command mode 71
MicroPython mode 71
Sleep modes
About sleep modes 74
Normal mode 74
Pin sleep mode 74
Cyclic sleep mode 74
Cyclic sleep with pin wake up mode 74
Airplane mode 74
The sleep timer 74
MicroPython sleep behavior 75
Serial communication
Serial interface 77
Serial data 77
UART data flow 77
Serial buffers 78
CTS flow control 78
RTS flow control 78
SPI operation
SPI communications 80
Full duplex operation 81
Low power operation 82
Select the SPI port 82
Force UART operation 83
Data format 83

Digi XBee Cellular 3G Global Embedded Modem User Guide 7
File system
Overview of the file system 85
Directory structure 85
Paths 85
Secure files 85
XCTU interface 86
Encrypt files 86
Socket behavior
Supported sockets 88
Socket timeouts 88
Socket limits in API mode 88
Enable incoming TCP sockets in API mode 88
API mode behavior for outgoing TCP and SSL connections 88
API mode behavior for outgoing UDP data 89
API mode behavior for incoming TCP connections 89
API mode behavior for incoming UDP data 90
Transparent mode behavior for outgoing TCP and SSL connections 90
Transparent mode behavior for outgoing UDP data 90
Transparent mode behavior for incoming TCP connections 91
Transparent mode behavior for incoming UDP connections 91
Transport Layer Security (TLS)
TLS AT commands 93
Transparent mode and TLS 94
API mode and TLS 94
Key formats 94
Certificate formats 94
Certificate limitations 94
Cipher suites 94
Server Name Indication (SNI) 95
AT commands
Special commands 97
AC (Apply Changes) 97
FR (Force Reset) 97
RE (Restore Defaults) 97
WR (Write) 97
Cellular commands 98
PH (Phone Number) 98
S# (ICCID) 98
IM (IMEI) 98
MN (Operator) 98
MV (Modem Firmware Version) 99
DB (Cellular Signal Strength) 99
AN (Access Point Name) 99
CP (Carrier Profile) 99
AM (Airplane Mode) 100
Network commands 100

Digi XBee Cellular 3G Global Embedded Modem User Guide 8
IP (IP Protocol) 100
TL (SSL/TLS Protocol Version) 101
$0 (SSL/TLS Profile 0) 101
$1 (SSL/TLS Profile 1) 101
$2 (SSL/TLS Profile 2) 102
TM (IP Client Connection Timeout) 102
TS (IP Server Connection Timeout) 102
DO (Device Options) 102
EQ (Remote Manager FQDN) 103
Addressing commands 104
SH (Serial Number High) 104
SL (Serial Number Low) 104
MY (Module IP Address) 104
P# (Destination Phone Number) 104
N1 (DNS Address) 105
N2 (DNS Address) 105
DL (Destination Address) 105
OD (Operating Destination Address) 105
DE (Destination Port) 106
C0 (Source Port) 106
LA (Lookup IP Address of FQDN) 106
Serial interfacing commands 106
BD (Baud Rate) 107
NB (Parity) 107
SB (Stop Bits) 108
RO (Packetization Timeout) 108
TD (Text Delimiter) 108
FT (Flow Control Threshold) 108
AP (API Enable) 109
I/O settings commands 109
D0 (DIO0/AD0) 109
D1 (DIO1/AD1) 110
D2 (DIO2/AD2) 110
D3 (DIO3/AD3) 111
D4 (DIO4) 111
D5 (DIO5/ASSOCIATED_INDICATOR) 111
D6 (DIO6/RTS) 112
D7 (DIO7/CTS) 112
D8 (DIO8/SLEEP_REQUEST) 113
D9 (DIO9/ON_SLEEP) 113
P0 (DIO10/PWM0 Configuration) 114
P1 (DIO11/PWM1 Configuration) 114
P2 (DIO12 Configuration) 115
PD (Pull Direction) 115
PR (Pull-up/down Resistor Enable) 115
M0 (PWM0 Duty Cycle) 116
I/O sampling commands 117
TP (Temperature) 117
IS (Force Sample) 117
Sleep commands 118
SM (Sleep Mode) 118
SP (Sleep Period) 118
ST (Wake Time) 119
Command mode options 119
CC (Command Sequence Character) 119

Digi XBee Cellular 3G Global Embedded Modem User Guide 9
CT (Command Mode Timeout) 119
CN (Exit Command mode) 119
GT (Guard Times) 120
MicroPython commands 120
PS (Python Startup) 120
PY (MicroPython Command) 120
Firmware version/information commands 121
VR (Firmware Version) 121
VL (Verbose Firmware Version) 122
HV (Hardware Version) 122
AI (Association Indication) 122
HS (Hardware Series) 123
CK (Configuration CRC) 123
Diagnostic interface commands 123
DI (Remote Manager Indicator) 123
CI (Protocol/Connection Indication) 123
Execution commands 125
NR (Network Reset) 126
!R (Modem Reset) 126
File system commands 126
Error responses 126
ATFS (File System) 127
ATFS PWD 127
ATFS CDdirectory 127
ATFS MDdirectory 127
ATFS LS [directory] 127
ATFS PUTfilename 127
ATFS XPUTfilename 127
ATFS HASHfilename 128
ATFS GETfilename 128
ATFS MVsource_pathdest_path 128
ATFS RMfile_or_directory 128
ATFS INFO 128
ATFSFORMAT confirm 128
Operate in API mode
API mode overview 130
Use the AP command to set the operation mode 130
API frame format 130
API operation (AP parameter = 1) 130
API operation with escaped characters (AP parameter = 2) 131
API frames
AT Command - 0x08 135
Transmit (TX) SMS - 0x1F 136
Transmit (TX) Request: IPv4 - 0x20 137
Tx Request with TLS Profile - 0x23 139
AT Command Response - 0x88 141
Transmit (TX) Status - 0x89 142
Modem Status - 0x8A 144
Receive (RX) Packet: SMS - 0x9F 145
Receive (RX) Packet: IPv4 - 0xB0 146

Digi XBee Cellular 3G Global Embedded Modem User Guide 10
Configure the XBee Cellular Modem using Digi Remote Manager
Create a Remote Manager account 148
Get the XBee Cellular Modem IMEI number 148
Add a XBee Cellular Modem to Remote Manager 148
Update the firmware 149
Update the firmware using web services 149
Example: update the XBee firmware synchronously with Python 3.0 149
Example: use the device's firmware image to update the XBee firmware synchronously 150
Troubleshooting
Cannot find the serial port for the device 153
Condition 153
Solution 153
Other possible issues 154
Enable Virtual COM port (VCP) on the driver 154
Correct a macOS Java error 155
Condition 155
Solution 155
Unresponsive cellular component in Bypass mode 156
Condition 156
Solution 156
Not on expected network after APN change 157
Condition 157
Solution 157
Syntax error at line 1 157
Solution 157
Error Failed to send SMS 157
Solution 157
Regulatory information
Modification statement 159
Interference statement 159
Antennas 159
FCC (USA) exposure notice 159
ISED (Canada) exposure notice 159
FCC Class B digital device notice 160
Labeling requirements for the host device 160
Europe (CE) 160
Maximum power and frequency specifications 161
OEM labeling requirements 161
Declarations of conformity 162
ACMA (Australia) 162
RSM (New Zealand) 162

Digi XBee Cellular 3G Global Embedded Modem User
Guide
The XBee Cellular Modem contains a u-blox R410M-02B module that also supports NB-IoT. Digi has not
released support for the NB-IoT feature. Contact your sales representative if you would like more
information about our roadmap to support NB-IoT.
The XBee Cellular Modem integrates an embedded Wideband Code Division Multiple Access (WCDMA)
cellular module and enables original equipment manufacturers (OEMs) to incorporate 3G cellular
technology into their devices and applications without painful, time-consuming, and expensive FCC
and carrier end-device certifications.
With the full suite of standard XBee API frames and AT commands, existing XBee customers can
seamlessly transition to this new device with only minor software adjustments. When OEMs add the
XBee Cellular Modem to their product, they create a future-proof design with flexibility to switch
between wireless protocols or frequencies as needed.
You can read some frequently asked questions here.
Applicable firmware and hardware
This manual supports the following firmware:
n113xx
It supports the following hardware:
nXBC-M5-UT-xxx
SIM cards
The XBee Cellular Modem requires a 4FF (Nano) size SIM card. The SIM interface supports both 1.8 V
and 3 V SIM types.
Digi XBee Cellular 3G Global Embedded Modem User Guide 11

Get started with the XBee Cellular Modem
Development Kit
This section describes how to connect the hardware in the XBee Cellular Modem Development Kit, and
provides some examples you can use to communicate with the device.
1. Identify the kit contents
2. Connect the hardware
3. Review the development board
4. Set up cellular service
5. Configure the device using XCTU
6. Use one of the following methods to verify your cellular connection:
nConnect to the Echo server
nConnect to the ELIZA server
nConnect to the Daytime server
7. Review additional connection examples to help you learn how to use the device. See
Connection examples.
8. Review introductory MicroPython examples. See Get started with MicroPython.
Digi XBee Cellular 3G Global Embedded Modem User Guide 12

Identify the kit contents
The Developer's kit includes the following:
One XBIB-U-DEV board
One 12 V power supply
One cellular antenna with U.FL connector
One USB cable
One XBee Cellular Modem
Note The XBee Cellular Modem comes
attached to the board in ESDwrap.
One SIMcard
Digi XBee Cellular 3G Global Embedded Modem User Guide 13

Get started with the XBee Cellular Modem Development Kit Connect the hardware
Digi XBee Cellular 3G Global Embedded Modem User Guide 14
Connect the hardware
1. The XBee Cellular Modem should already be plugged into the XBIB-U-DEV board.
2. The SIMcard should be already be inserted into the XBee Cellular Modem. If not, install the
SIMcard into the XBee Cellular Modem.
WARNING! Never insert or remove the SIM card while the device is powered!
WARNING! The development board power supply only supports 3G mode. It does not
support 2G mode.
3. Connect the antenna to the XBee Cellular Modem by aligning the U.FL connector carefully, then
firmly pressing straight down to seat the connector. You should hear a snap when the antenna
attaches correctly. U.FL is fragile and is not designed for multiple insertions, so exercise
caution when connecting or removing the antennas. We recommend using a U.FL removal tool.

Get started with the XBee Cellular Modem Development Kit Connect the hardware
Digi XBee Cellular 3G Global Embedded Modem User Guide 15
4. Plug the 12 V power supply to the power jack on the development board.
5. Connect the USB cable from a PC to the USB port on the development board. The computer
searches for a driver, which can take a few minutes to install.

Get started with the XBee Cellular Modem Development Kit XBIB-U-DEV reference
Digi XBee Cellular 3G Global Embedded Modem User Guide 16
XBIB-U-DEV reference
This picture shows the XBee USB development board and the table that follows explains the callouts
in the picture.

Get started with the XBee Cellular Modem Development Kit Cellular service
Digi XBee Cellular 3G Global Embedded Modem User Guide 17
Number Item Description
1 Programmingheader Header used to program XBee programmable devices.
2 Self power module Advanced users only—voids the warranty. Depopulate R31 to
power the device using V+ and GND from J2 and J5. You can
connect sense lines to S+ and S- for sensing power supplies.
CAUTION: Voltage is not regulated. Applying the incorrect
voltage can cause fire and serious injury.1
3 Current testing Depopulating R31 allows a current probe to be inserted across P6
terminals. The current though P6/R31 powers the device only.
Other supporting circuitry is powered by a different trace.
4 Loopback jumper Populating P8 with a loopback jumper causes serial transmissions
both from the device and from the USB to loopback.
5 DC barrel plug: 6-20V Greater than 500 mA loads require a DC supply for correct
operation. Plug in the external power supply prior to the USB
connector to ensure that proper USB communications are not
interrupted.
6 LED indicator Yellow: Modem sending serial/UART data to host.
Green: Modem receiving serial/UART data from host.
Red: Associate.
7 USB
8 RSSI indicator See RSSI PWM. On the XBIB-U, more lights are better.
9 User buttons Connected to DIO lines for user implementation.
10 Reset button
11 SPI power Connect to the power board from 3.3 V.
12 SPI Only used for surface-mount devices.
13 Indicator LEDs DS5: ON/SLEEP
DS2: DIO12, the LED illuminates when driven low.
DS3: DIO11, the LED illuminates when driven low.
DS4: DIO4, the LED illuminates when driven low.
14 Through-hole XBee
sockets
15 20-pin header Maps to standard through-hole XBee pins.
Cellular service
Digi now offers Cellular Bundled Service plans. This service includes preconfigured cellular data
options that are ideal for IoT applications, bundled together with Digi Remote Manager for customers
1Powering the board with J2 and J5 without R31 removed can cause shorts if the USB or barrel plug power are
connected. Applying too high a voltage destroys electronic circuitry in the device and other board components
and/or can cause injury.

Get started with the XBee Cellular Modem Development Kit Configure the device using XCTU
Digi XBee Cellular 3G Global Embedded Modem User Guide 18
who want to remotely monitor and manage their devices. To learn more, or obtain the plan that is
right for your needs, contact us:
nBy phone: 1-877-890-4014 (USA/toll free) or +1-952-912-3456 (International). Select the
Wireless Plan Support or Activation option in the menu.
nBy email: Data.Plan.QuoteDesk@digi.com.
The XBee Cellular kit includes six months of free cellular service.1
Configure the device using XCTU
XBee Configuration and Test Utility (XCTU) is a multi-platform program that enables users to interact
with Digi radio frequency (RF) devices through a graphical interface. The application includes built-in
tools that make it easy to set up, configure, and test Digi RF devices.
XCTU does not work directly over an SPI interface.
For instructions on downloading and using XCTU, see the XCTU User Guide.
To use XCTU, you may need to install FTDI Virtual COMport (VCP)drivers onto your computer. Click
here to download the drivers for your operating system.
Note If you are on a macOS computer and encounter problems installing XCTU, see Correct a macOS
Java error.
Add a device
These instructions show you how to add the XBee Cellular Modem to XCTU.
If XCTU does not find your serial port, see Cannot find the serial port for the device and Enable Virtual
COM port (VCP) on the driver.
1. Launch XCTU .
Note XCTU's Update the radio module firmware dialog box may open and will not allow you to
continue until you click Update or Cancel on the dialog.
2. Click Help >Check for XCTUUpdates to ensure you are using the latest version of XCTU.
3. Click the Discover radio modules button .
4. In the Discover radio devices dialog, select the serial ports where you want to look for XBee
modules, and click Next.
5. In the Set port parameters window, maintain the default values and click Finish.
6. As XCTU locates radio modules, they appear in the Discovering radio modules dialog box.
If your module could not be found, XCTU displays the Could not find any radio module dialog
providing possible reasons why the module could not be added.
Check for cellular registration and connection
In the following examples, proper cellular network registration and address assignment must occur
successfully. The LED on the development board blinks when the XBee Cellular Modem is registered to
1Six months of free cellular service assumes a rate of 5 Mb/month. If you exceed a limit of 30 Mb during the six
month period your SIM will be deactivated.

Get started with the XBee Cellular Modem Development Kit Configure the device using XCTU
Digi XBee Cellular 3G Global Embedded Modem User Guide 19
the cellular network; see The Associate LED. If the LEDremains solid, registration has not occurred
properly.
Registration can take several minutes.
Note Make sure you are in an area with adequate cellular network reception or the XBee Cellular
Modem will not make the connection.
Note Check the antenna connections if the device has trouble connecting to the network.
In addition to the LED confirmation, you can check the AT commands below in XCTU to check the
registration and connection. To view these commands:
1. Open XCTU and Add a device.
2. Click the Configuration working mode button.
3. Select a device from the Radio Modules list. XCTU displays the current firmware settings for
that device.
4. Update to the latest firmware.
Note To search for an ATcommand in XCTU, use the search box .
The relevant commands are:
nAI (Association Indication) reads zero when the device successfully registers to the cellular
network. If it reads 23 it is connecting to the Internet; 22 means it is registering to the cellular
network.
nMY (Module IPAddress) should display a valid IPaddress. If it reads 0.0.0.0, it has not
registered yet.
Note To read a command's value, click the Read button next to the command.
Update to the latest firmware
Firmware is the program code stored in the device's persistent memory that provides the control
program for the device. Use XCTU to update the firmware.
Note If you have already updated the firmware in a previous step, this process is not necessary.
1. Click the Configuration working modes button .
2. Select a local XBee module from the Radio Modules list.
3. Click the Update firmware button to ensure you have the most current firmware.
The Update firmware dialog displays the available and compatible firmware for the selected
XBee module.
4. Make sure you check the Force the module to maintain its current configuration box and
then click Update.
5. Select the product family of the XBee module, the function set, and the latest firmware version.

Get started with the XBee Cellular Modem Development Kit Configure the device using XCTU
Digi XBee Cellular 3G Global Embedded Modem User Guide 20
6. Click Update. A dialog displays update progress. Click Show details for details of the firmware
update process.
See How to update the firmware of your modules in the XCTU User Guide for more information.

Connection examples
The following examples provide some additional scenarios you can try to get familiar with the XBee
Cellular Modem.
Connect to the Echo server 22
Connect to the ELIZA server 23
Connect to the Daytime server 24
Perform a (GET) HTTP request 26
Get started with CoAP 27
Connect to a TCP/IP address 32
Get started with MQTT 33
Software libraries 41
Digi XBee Cellular 3G Global Embedded Modem User Guide 21

Connection examples Connect to the Echo server
Digi XBee Cellular 3G Global Embedded Modem User Guide 22
Connect to the Echo server
This server echoes back the messages you type.
The following table explains the AT commands that you use in this example.
At
command Value Description
IP (IP
Protocol)
1 Set the expected transmission mode to TCP communications.
TD (Text
Delimiter)
D (0x0D) The text delimiter to be used for Transparent mode, as an ASCII hex
code. No information is sent until this character is entered, unless the
maximum number of characters has been reached. Set to zero to
disable text delimiter checking. Set to Dfor a carriage return.
DL
(Destination
Address)
52.43.121.77 The target IPaddress of the echo server.
DE
(Destination
Port)
0x2329 The target port number of the echo server.
To communicate with the Echo server:
1. Ensure that the device is set up correctly with the SIM card installed and the antennas
connected as described in Connect the hardware.
2. Open XCTU and Add a device.
3. Click the Configuration working mode button.
4. Select a device from the Radio Modules list. XCTU displays the current firmware settings for
that device.
5. To switch to TCP communication, in the IP field, select 1 and click the Write button .
6. To enable the XBee Cellular Modem to recognize carriage return as a message delimiter, in the
TD field, type Dand click the Write button.
7. To enter the destination address of the echo server, in the DL field, type 52.43.121.77 and click
the Write button.
8. To enter the destination IP port number, in the DE field, type 2329 and click the Write button.
9. Click the Consoles working mode button on the toolbar to open a serial console to the
device. For instructions on using the Console, see the AT console topic in the XCTU User Guide.
10. Click the Open button to open a serial connection to the device.
11. Click in the left pane of the Console log, then type in the Console to talk to the echo server.
The following screenshot provides an example of this chat.

Connection examples Connect to the ELIZA server
Digi XBee Cellular 3G Global Embedded Modem User Guide 23
Debugging
If you experience problems with the settings in this example, you can load the default settings in
XCTU:
1. On the Configuration toolbar, click the Default button to load the default values
established by the firmware, and click Yes to confirm.
2. Factory settings are loaded but not written to the device. To write them, click the Write button
on the toolbar.
Connect to the ELIZA server
You can use the XBee Cellular Modem to chat with the ELIZA Therapist Bot. ELIZAis an artificial
intelligence (AI) bot that emulates a therapist and can perform simple conversations.
The following table explains the AT commands that you use in this example.
At command Value Description
IP (IP Protocol) 1 Set the expected transmission mode to TCP
communications.
DL (Destination
Address)
52.43.121.77 The target IP address of the ELIZA server.
DE (Destination Port) 0x2328 The target port number of the ELIZA server.
To communicate with the ELIZA Therapist Bot:
1. Ensure that the device is set up correctly with the SIM card installed and the antennas
connected as described in Connect the hardware.
2. Open XCTU and Add a device.
3. Click the Configuration working mode button.
4. Select a device from the Radio Modules list. XCTU displays the current firmware settings for
that device.

Connection examples Connect to the Daytime server
Digi XBee Cellular 3G Global Embedded Modem User Guide 24
5. To switch to TCP communication, in the IP field, select 1 and click the Write button .
6. To enter the destination address of the ELIZATherapist Bot, in the DL field, type 52.43.121.77
and click the Write button.
7. To enter the destination IP port number, in the DE field, type 2328 and click the Write button.
8. Click the Consoles working mode button on the toolbar to open a serial console to the
device. For instructions on using the Console, see the AT console topic in the XCTU User Guide.
9. Click the Open button to open a serial connection to the device.
10. Click in the left pane of the Console log, then type in the Console to talk to the ELIZA Therapist
Bot. The following screenshot provides an example of this chat with the user's text in blue.
Debugging
If you experience problems with the settings in this example, you can load the default settings in
XCTU:
1. On the Configuration toolbar, click the Default button to load the default values
established by the firmware, and click Yes to confirm.
2. Factory settings are loaded but not written to the device. To write them, click the Write button
on the toolbar.
Connect to the Daytime server
The Daytime server reports the current Coordinated Universal Time (UTC) value responding to any
user input.
The following table explains the AT commands that you use in this example.

Connection examples Connect to the Daytime server
Digi XBee Cellular 3G Global Embedded Modem User Guide 25
At
command Value Description
IP (IP
Protocol)
1 Set the expected transmission mode to TCP communications.
DL
(Destination
Address)
52.43.121.77 The target IP of the Daytime server.
DE
(Destination
Port)
0x232A The target port number of the Daytime server.
TD (Text
Delimiter)
0The text delimiter to be used for Transparent mode, as an ASCII hex
code. No information is sent until this character is entered, unless the
maximum number of characters has been reached. Set to zero to
disable text delimiter checking.
To communicate with the Daytime server:
1. Ensure that the device is set up correctly with the SIM card installed and the antennas
connected as described in Connect the hardware.
2. Open XCTU and Add a device.
3. Click the Configuration working mode button.
4. Select a device from the Radio Modules list. XCTU displays the current firmware settings for
that device.
5. To switch to TCP communication, in the IP field, select 1 and click the Write button .
6. To enter the destination address of the daytime server, in the DL field, type 52.43.121.77 and
click the Write button.
7. To enter the destination IP port number, in the DE field, type 232A and click the Write button.
8. To disable text delimiter checking, in the TD field, type 0and click the Write button.
9. Click the Consoles working mode button on the toolbar to open a serial console to the
device. For instructions on using the Console, see the AT console topic in the XCTU User Guide.
10. Click the Open button to open a serial connection to the device.
11. Click in the left pane of the Console log, then type in the Console to query the Daytime server.
The following screenshot provides an example of this chat.

Connection examples Perform a (GET) HTTP request
Digi XBee Cellular 3G Global Embedded Modem User Guide 26
Debugging
If you experience problems with the settings in this example, you can load the default settings in
XCTU:
1. On the Configuration toolbar, click the Default button to load the default values
established by the firmware, and click Yes to confirm.
2. Factory settings are loaded but not written to the device. To write them, click the Write button
on the toolbar.
Perform a (GET) HTTP request
You can use the XBee Cellular Modem to perform a GET Hypertext Transfer Protocol (HTTP) request
using XCTU. HTTP is an application-layer protocol that runs over TCP. This example uses httpbin.org/
as the target website that responds to the HTTP request.
To perform a GETrequest:
1. Ensure that the device is set up correctly with the SIM card installed and the antennas
connected as described in Connect the hardware.
2. Open XCTU and Add a device.
3. Click the Configuration working mode button.
4. Select a device from the Radio Modules list. XCTU displays the current firmware settings for
that device.
5. To enter the destination address of the target website, in the DL field, type httpbin.org and
click the Write button .
6. To enter the HTTP request port number, in the DE field, type 50 and click the Write button.
Hexadecimal 50 is 80 in decimal.
7. To switch to TCP communication, in the IP field, select 1and click the Write button.
8. To move into Transparent mode, in the APfield, select 0and click the Write button.

Connection examples Get started with CoAP
Digi XBee Cellular 3G Global Embedded Modem User Guide 27
9. Wait for the AI (Association Indication) value to change to 0(Connected to the Internet).
10. Click the Consoles working mode button on the toolbar.
11. From the AT console, click the Add new packet button in the Send packets dialog. The
Add new packet dialog appears.
12. Enter the name of the data packet.
13. Type the following data in the ASCII input tab:
GET /ip HTTP/1.1
Host: httpbin.org
14. Click the HEX input tab and add 0A (zero A) after each 0D (zero D), and add an additional 0D 0A
at the end of the message body. For example, copy and past the following text into the HEX
input tab:
47 45 54 20 2F 69 70 20 48 54 54 50 2F 31 2E 31 0D 0A 48 6F 73 74 3A 20 68 74 74 70 62 69 6E
2E 6F 72 67 0D 0A 0D 0A
Note The HTTP protocol requires an empty line (a line with nothing preceding the CRLF) to terminate
the request.
15. Click Add packet.
16. Click the Open button .
17. Click Send selected packet.
18. A GETHTTP response from httpbin.org appears in the Console log.
Debugging
If you experience problems with the settings in this example, you can load the default settings in
XCTU:
1. On the Configuration toolbar, click the Default button to load the default values
established by the firmware, and click Yes to confirm.
2. Factory settings are loaded but not written to the device. To write them, click the Write button
on the toolbar.
Get started with CoAP
Constrained Application Protocol (CoAP) is based on UDP connection and consumes low power to
deliver similar functionality to HTTP. This guide contains information about sending GET, POST, PUT
and DELETE operations by using the Coap Protocol with XCTU and Python code working with the XBee
Cellular Modem and Coapthon library (Python 2.7 only).
The Internet Engineering Task Force describes CoAP as:
The protocol is designed for machine-to-machine (M2M) applications such as smart energy and
building automation. CoAP provides a request/response interaction model between application
endpoints, supports built-in discovery of services and resources, and includes key concepts of
the Web such as URIs and Internet media types. CoAP is designed to easily interface with HTTP

Connection examples Get started with CoAP
Digi XBee Cellular 3G Global Embedded Modem User Guide 28
for integration with the Web while meeting specialized requirements such as multicast
support, very low overhead, and simplicity for constrained environments (source).
CoAP terms
When describing CoAP, we use the following terms:
Term Meaning
Method COAP's method action is similar to the HTTP method. This guide discusses the GET,
POST, PUT and DELETE methods. With these methods, the XBee Cellular Modem can
transport data and requests.
URI URI is a string of characters that identifies a resource served at the server.
Token Atoken is an identifier of a message. The client uses the token to verify if the received
message is the correct response to its query.
Payload The message payload is associated with the POST and PUT methods. It specifies the
data to be posted or put to the URI resource.
MessageID The message ID is also an identifier of a message. The client matches the message ID
between the response and query.
CoAP quick start example
The following diagram shows the message format for the CoAP protocol; see ISSN: 2070-1721 for
details:
This is an example GET request:
44 01 C4 09 74 65 73 74 B7 65 78 61 6D 70 6C 65
The following table describes the fields in the GETrequest.
Field HEX Bits Meaning
Ver 44 01 Version 01, which is mandatory here.
T 00 Type 0: confirmable.
TKL 0100 Token length: 4.
Code 01 000 00001 Code: 0.01, which indicates the GET method.

Connection examples Get started with CoAP
Digi XBee Cellular 3G Global Embedded Modem User Guide 29
Field HEX Bits Meaning
Message ID C4 09 2 Bytes equal
to hex at left
Message ID. The response message will have the
same ID. This can help out identification.
Token 74 65 73 74 4 Bytes equal
to hex at left
Token. The response message will have the same
token. This can help out identification.
Option delta B7 1011 Delta option: 11 indicates the option data is Uri-Path.
Optionlength 0111 Delta length: 7 indicates there are 7 bytes of data
following as a part of this delta option.
Option value 65 78 61 6D
70 6C 65
7 Bytes equal
to hex at left
Example.
Configure the device
1. Ensure that the device is set up correctly with the SIM card installed and the antennas
connected as described in Connect the hardware.
2. Open XCTU and click the Configuration working mode button.
3. Add the XBee Cellular Modem to XCTU; see Add a device.
4. Select a device from the Radio Modules list. XCTU displays the current firmware settings for
that device.
5. To switch to UDPcommunication, in the IP field, select 0and click the Write button .
6. To set the target IP address that the XBee Cellular Modem will talk to, in the DL field type
52.43.121.77and click the Write button . A CoAP server is publicly available at address
52.43.121.77.
7. To set the XBee Cellular Modem to send data to port 5683 in decimal, in the DEfield, type 1633
and click the Write button.
8. To move into Transparent mode, in the APfield, select 0and click the Write button.
9. Wait for the AI (Association Indication) value to change to 0(Connected to the Internet). You
can click Read to get an update on the AI value.
Example: manually perform a CoAPrequest
Follow the steps in Configure the device prior to this example. This example performs the CoAP
GETrequest:
nMethod: GET
nURI: example
nGiven message token: test

Connection examples Get started with CoAP
Digi XBee Cellular 3G Global Embedded Modem User Guide 30
1. Click the Consoles working mode button on the toolbar to add a customized packet.
2. From the AT console, click the Add new packet button in the Send packets dialog. The
Add new packet dialog appears.
3. Click the HEX tab and type the name of the data packet: GET_EXAMPLE.
4. Copy and past the following text into the HEX input tab:
44 01 C4 09 74 65 73 74 B7 65 78 61 6D 70 6C 65
This is the CoAP protocol message decomposed by bytes to perform a GET request on an
example URI with a token test.
5. Click Add packet.
6. Click the Open button .
7. Click Send selected packet. The message is sent to the public CoAP server configured in
Configure the device. A response appears in the Console log. Blue text is the query, red text is
the response.
The payload is Get to uri: example, which specifies that this is a successful CoAP GET to URI end
example, which was specified in the query.
Click the Close button to terminate the serial connection.
Example: use Python to generate a CoAP message
This example illustrates how the CoAP protocol can perform GET/POST/PUT/DELETE requests
similarly to the HTTP protocol and how to do this using the XBee Cellular Modem. In this example, the
XBee Cellular Modem talks to a CoAP Digi Server. You can use this client code to provide an abstract
wrapper to generate a CoAP message that commands the XBee Cellular Modem to talk to the remote
CoAP server.
Note It is crucial to configure the XBee Cellular Modem settings. See Configure the device and follow
the steps. You can target the IP address to a different CoAP public server.
1. Install Python 2.7. The Installation guide is located at: python.org/downloads/.
2. Download and install the CoAPthon library in the python environment from
pypi.python.org/pypi/CoAPthon.
3. Download these two .txt files: Coap.txt and CoapParser.txt. After you download them, open the
files in a text editor and save them as .py files.
4. In the folder that you place the Coap.py and CoapParser.py files, press Shift +right-click and
then click Open command window.
5. At the command prompt, type python Coap.py and press Enter to run the program.
6. Type the USB port number that the XBee Cellular Modem is connected to and press Enter. Only
the port number is required, so if the port is COM19, type 19.

Connection examples Get started with CoAP
Digi XBee Cellular 3G Global Embedded Modem User Guide 31
Note If you do not know the port number, open XCTU and look at the XBee Cellular Modem in the
Radio Modules list. This view provides the port number and baud rate, as in the figure below where
the baud rate is 9600 b/s.
7. Type the baud rate and press Enter. You must match the device's current baud rate.
XCTUprovides the current baud rate in the BD Baud Rate field. In this example you would type
9600.
8. Press Yif you want an auto-generated example. Press Enter to build your own CoAP request.
9. If you press Yit generates a message with:
nMethod: POST
nURI: example
npayload:hello world
ntoken: test
The send and receive message must match the same token and message id. Otherwise, the client re-
attempts the connection by sending out the request.
In the following figure, the payload contains the server response to the query. It shows the results for
when you press Enter rather than Y.

Connection examples Connect to a TCP/IP address
Digi XBee Cellular 3G Global Embedded Modem User Guide 32
Connect to a TCP/IP address
The XBee Cellular Modem can send and receive TCP messages while in Transparent mode; see
Transparent operating mode.
Note You can use this example as a template for sending and receiving data to or from any
TCP/IPserver.
The following table explains the AT commands that you use in this example.
Command Value Description
IP (IP
Protocol)
1 Set the expected transmission mode to TCPcommunication.
DL
(Destination
IPAddress)
<Target
IPaddress>
The target IP address that you send and receive from. For example, a
data logging server’s IP address that you want to send
measurements to.
DE
(Destination
Port)
<Target
portnumber>
The target port number that the device sends the transmission to.
This is represented as a hexadecimal value.
To connect to a TCP/IP address:
1. Ensure that the device is set up correctly with the SIM card installed and the antennas
connected as described in Connect the hardware.
2. Open XCTU and Add a device.
3. Click the Configuration working mode button.
4. Select a device from the Radio Modules list. XCTU displays the current firmware settings for
that device.
5. In the IP field, select 1 and click the Write button .
6. In the DL field, type the <target IP address> and click the Write button. The target IP address
is the IPaddress that you send and receive from.
7. In the DE field, type the <target port number>, converted to hexadecimal, and click the Write
button.
8. Exit Command mode.
After exiting Command mode, any UART data sent to the device is sent to the destination IP address
and port number after the RO (Packetization Timeout) occurs.
Debugging
If you experience problems with the settings in this example, you can load the default settings in
XCTU:
1. On the Configuration toolbar, click the Default button to load the default values
established by the firmware, and click Yes to confirm.

Connection examples Get started with MQTT
Digi XBee Cellular 3G Global Embedded Modem User Guide 33
2. Factory settings are loaded but not written to the device. To write them, click the Write button
on the toolbar.
Get started with MQTT
MQ Telemetry Transport (MQTT) is a messaging protocol that is ideal for the Internet of Things (IoT)
due to a light footprint and its use of the publish-subscribe model. In this model, a client connects to a
broker, a server machine responsible for receiving all messages, filtering them, and then sending
messages to the appropriate clients.
The first two MQTTexamples do not involve the XBee Cellular Modem. They demonstrate using the
MQTTlibraries because those libraries are required for Use MQTT over the XBee Cellular Modem with
a PC.
The examples in this guide assume:
nSome knowledge of Python.
nAn integrated development environment (IDE)such as PyCharm, IDLE or something similar.
The examples require:
nAn XBee Cellular Modem.
nA compatible development board, such as the XBIB-U.
nXCTU. See Configure the device using XCTU.
nThat you install Python on your computer. You can download Python from:
https://www.python.org/downloads/.
nThat you install the pyserial and paho-mqtt libraries to the Python environment. If you use
Python 2, install these libraries from the command line with pip install pyserial and pip
install paho-mqtt. If you use Python 3, use pip3 install pyserial and pip3 install paho-mqtt.
nThe full MQTT library source code, which includes examples and tests, which is available in the
paho-mqtt github repository at https://github.com/eclipse/paho.mqtt.python. To download this
repository you must have Git installed.
Example: MQTT connect
This example provides insight into the structure of packets in MQTT as well as the interaction
between the client and broker. MQTT uses different packets to accomplish tasks such as connecting,
subscribing, and publishing. You can use XCTU to perform a basic example of sending a broker a
connect packet and receiving the response from the server, without requiring any coding. This is a
good way to see how the client interacts with the broker and what a packet looks like. The following
table is an example connect packet:
Description Hex value
CONNECT packet fixed header
byte 1 Control packet type 0x10
byte 2 Remaining length 0x10

Connection examples Get started with MQTT
Digi XBee Cellular 3G Global Embedded Modem User Guide 34
Description Hex value
CONNECT packet variable header
Protocol name
byte 1 Length MSB (0) 0x00
byte 2 Length LSB (4) 0x04
byte 3 (M) 0x4D
byte 4 (Q) 0x51
byte 5 (T) 0x54
byte 6 (T) 0x54
Protocol level
byte 7 Level (4) 0x04
Connect flags
byte 8 CONNECT flags byte, see the table below for the bits. 0X02
Keep alive
byte 9 Keep Alive MSB (0) 0X00
byte 10 Keep Alive LSB (60) 0X3C
Client ID
byte 11 Length MSB (0) 0x00
byte 12 Length LSB (4) 0x04
byte 13 (D) 0x44
byte 14 (I) 0x49
byte 15 (G) 0x47
byte 16 (I) 0x49
The following table describes the fields in the packet:
Fieldname Description
ProtocolName The connect packet starts with the protocol name, which is MQTT. The length of
the protocol name (in bytes) is immediately before the name itself.
ProtocolLevel Refers to the version of MQTT in use, in this case a value of 4 indicates MQTT
version 3.1.1.
Connect Flags Indicate certain aspects of the packet. For simplicity, this example only sets the
Clean Session flag, which indicates to the client and broker to discard any previous
session and start a new one.

Connection examples Get started with MQTT
Digi XBee Cellular 3G Global Embedded Modem User Guide 35
Fieldname Description
Keep Alive How often the client pings the broker to keep the connection alive; in this example
it is set to 60 seconds.
Client ID The length of the ID (in bytes) precedes the ID itself. Each client connecting to a
broker must have a unique client ID. In the example, the ID is DIGI. When using the
Paho MQTT Python libraries, a random alphanumeric ID is generated if you do not
specify an ID.
The following table provides the CONNECT flag bits from byte 8, the CONNECT flags byte.
CONNECT Flag Bit(s) Bit 7 Bit 6 Bit 5 Bit 4 Bit 3 Bit 2 Bit 1 Bit 0
User name flag 0
Password flag 0
Will retain 0
Will QoS 0 0
Will flag 0
Clean session 1
Reserved 0
Send a connect packet
Now that you know what a connect packet looks like, you can send a connect packet to a broker and
view the response. Open XCTU and click the Configuration working mode button.
1. Ensure that the device is set up correctly with the SIM card installed and the antennas
connected as described in Connect the hardware.
2. Open XCTU and click the Configuration working mode button.
3. Add the XBee Cellular Modem to XCTU; see Add a device.
4. Select a device from the Radio Modules list. XCTU displays the current firmware settings for
that device.
5. In the APfield, set Transparent Mode to [0] if it is not already and click the Write button.
6. In the DL field, type the IP address of the broker you wish to use. This example uses
198.41.30.241, which is the IP address for m2m.eclipse.org, a public MQTT broker.
7. In the DE field, type 75B and set the port that the broker uses. This example uses 75B, because
the default MQTT port is 1883 (0x75B).
8. Once you have entered the required values, click the Write button to write the changes to the
XBee Cellular Modem.
9. Click the Consoles working mode button on the toolbar to open a serial console to the
device. For instructions on using the Console, see the AT console topic in the XCTU User Guide.

Connection examples Get started with MQTT
Digi XBee Cellular 3G Global Embedded Modem User Guide 36
10. Click the Open button to open a serial connection to the device.
11. From the AT console, click the Add new packet button in the Send packets dialog. The
Add new packet dialog appears.
12. Enter the name of the data packet. Name the packet connect_frame or something similar.
13. Click the HEX input tab and type the following (these values are the same values from the
table in Example: MQTT connect):
10 10 00 04 4D 51 54 54 04 02 00 3C 00 04 44 49 47 49
14. Click Add packet. The new packet appears in the Send packets list.
15. Click the packet in the Send packets list.
16. Click Send selected packet.
17. A CONNACK packet response from the broker appears in the Console log. This is a connection
acknowledgment; a successful response should look like this:
You can verify the response from the broker as a CONNACK by comparing it to the structure of a
CONNACK packet in the MQTT documentation, which is available at http://docs.oasis-
open.org/mqtt/mqtt/v3.1.1/os/mqtt-v3.1.1-os.html#_Toc398718081).

Connection examples Get started with MQTT
Digi XBee Cellular 3G Global Embedded Modem User Guide 37
Example: send messages (publish) with MQTT
A basic Python example of a node publishing (sending) a message is:
mqttc = mqtt.Client("digitest") # Create instance of client with client ID
“digitest”
mqttc.connect("m2m.eclipse.org", 1883) # Connect to (broker, port,
keepalive-time)
mqttc.loop_start() # Start networking daemon
mqttc.publish("digitest/test1", "Hello, World!") # Publish message to
“digitest /test1” topic
mqttc.loop_stop() # Kill networking daemon
Note You can easily copy and paste code from the online version of this guide. Use caution with the
PDF version, as it may not maintain essential indentations.
This example imports the MQTT library, allowing you to use the MQTT protocol via APIs in the library,
such as the connect(),subscribe(), and publish() methods.
The second line creates an instance of the client, named mqttc. The client ID is the argument you
passed in: digitest (this is optional).
In line 3, the client connects to a public broker, in this case m2m.eclipse.org, on port 1883 (the default
MQTT port, or 8883 for MQTT over SSL). There are many publicly available brokers available, you can
find a list of them here: https://github.com/mqtt/mqtt.github.io/wiki/brokers.
Line 4 starts the networking daemon with client.loop_start() to handle the background
network/data tasks.
Finally, the client publishes its message Hello, World! to the broker under the topic
digitest/backlog/test1. Any nodes (devices, phones, computers, even microcontrollers) subscribed to
that same topic on the same broker receive the message.
Once no more messages need to be published, the last line stops the network daemon with
client.loop_stop().
Example: receive messages (subscribe) with MQTT
This example describes how a client would receive messages from within a specific topic on the
broker:
import paho.mqtt.client as mqtt
def on_connect(client, userdata, flags, rc): # The callback for when the
client connects to the broker
print("Connected with result code {0}".format(str(rc))) # Print result
of connection attempt
client.subscribe("digitest/test1") # Subscribe to the topic
“digitest/test1”, receive any messages published on it
def on_message(client, userdata, msg): # The callback for when a PUBLISH
message is received from the server.
print("Message received-> " + msg.topic + " " + str(msg.payload)) #
Print a received msg
client = mqtt.Client("digi_mqtt_test") # Create instance of client with
client ID “digi_mqtt_test”

Connection examples Get started with MQTT
Digi XBee Cellular 3G Global Embedded Modem User Guide 38
client.on_connect = on_connect # Define callback function for successful
connection
client.on_message = on_message # Define callback function for receipt of a
message
# client.connect("m2m.eclipse.org", 1883, 60) # Connect to (broker, port,
keepalive-time)
client.connect('127.0.0.1', 17300)
client.loop_forever() # Start networking daemon
Note You can easily copy and paste code from the online version of this guide. Use caution with the
PDF version, as it may not maintain essential indentations.
The first line imports the library functions for MQTT.
The functions on_connect and on_message are callback functions which are automatically called by
the client upon connection to the broker and upon receiving a message, respectively.
The on_connect function prints the result of the connection attempt, and performs the subscription.
It is wise to do this in the callback function as it guarantees the attempt to subscribe happens only
after the client is connected to the broker.
The on_message function prints the received message when it comes in, as well as the topic it was
published under.
In the body of the code, we:
nInstantiate a client object with the client ID digi_mqtt_test.
nDefine the callback functions to use upon connection and upon message receipt.
nConnect to an MQTT broker at m2m.eclipse.org, on port 1883 (the default MQTT port, or 8883
for MQTT over SSL) with a keepalive of 60 seconds (this is how often the client pings the broker
to keep the connection alive).
The last line starts a network daemon that runs in the background and handles data transactions and
messages, as well as keeping the socket open, until the script ends.
Use MQTT over the XBee Cellular Modem with a PC
To use this MQTT library over an XBee Cellular Modem, you need a basic proxy that transfers a payload
received via the MQTT client’s socket to the serial or COM port that the XBee Cellular Modem is active
on, as well as the reverse; transfer of a payload received on the XBee Cellular Modem’s serial or COM
port to the socket of the MQTT client. This is simplest with the XBee Cellular Modem in Transparent
mode, as it does not require code to parse or create API frames, and not using API frames means
there is no need for them to be queued for processing.
1. To put the XBee Cellular Modem in Transparent mode, set AP to 0.
2. Set DL to the IP address of the broker you want to use.
3. Set DE to the port to use, the default is 1883 (0x75B). This sets the XBee Cellular Modem to
communicate directly with the broker, and can be performed in XCTU as described in Example:
MQTT connect.
4. You can make the proxy with a dual-threaded Python script, a simple version follows:
import threading
import serial
import socket

Connection examples Get started with MQTT
Digi XBee Cellular 3G Global Embedded Modem User Guide 39
def setup():
"""
This function sets up the variables needed, including the serial port,
and it's speed/port settings, listening socket, and localhost adddress.
"""
global clisock, cliaddr, svrsock, ser
# Change this to the COM port your XBee Cellular module is using. On
# Linux, this will be /dev/ttyUSB#
comport = 'COM44'
# This is the default serial communication speed of the XBee Cellular
# module
comspeed = 115200
buffer_size = 4096 # Default receive size in bytes
debug_on = 0 # Enables printing of debug messages
toval = None # Timeout value for serial port below
# Serial port object for XBCell modem
ser = serial.Serial(comport,comspeed,timeout=toval)
# Listening socket (accepts incoming connection)
svrsock = socket.socket(socket.AF_INET,socket.SOCK_STREAM)
# Allow address reuse on socket (eliminates some restart errors)
svrsock.setsockopt(socket.SOL_SOCKET, socket.SO_REUSEADDR, 1)
clisock = None
cliaddr = None # These are first defined before thread creation
addrtuple = ('127.0.0.1', 17300) # Address tuple for localhost
# Binds server socket to localhost (allows client program connection)
svrsock.bind(addrtuple)
svrsock.listen(1) # Allow (1) connection
def ComReaderThread():
"""
This thread listens on the defined serial port object ('ser') for data
from the modem, and upon receipt, sends it out to the client over the
client socket ('clisock').
"""
global clisock
while (1):
resp = ser.read() ## Read any available data from serial port
print("Received {} bytes from modem.".format(len(resp)))
clisock.sendall(resp) # Send RXd data out on client socket
print("Sent {} byte payload out socket to client.".format(len
(resp)))
def SockReaderThread():
"""
This thread listens to the MQTT client's socket and upon receiving a
payload, it sends this data out on the defined serial port ('ser') to
the
modem for transmission.
"""
global clisock
while (1):
data = clisock.recv(4096) # RX data from client socket
# If the RECV call returns 0 bytes, the socket has closed

Connection examples Get started with MQTT
Digi XBee Cellular 3G Global Embedded Modem User Guide 40
if (len(data) == 0):
print("ERROR - socket has closed. Exiting socket reader
thread.")
return 1 # Exit the thread to avoid a loop of 0-byte receptions
else:
print("Received {} bytes from client via socket.".format(len
(data)))
print("Sending payload to modem...")
bytes_wr = ser.write(data) # Write payload to modem via
UART/serial
print("Wrote {} bytes to modem".format(bytes_wr))
def main():
setup() # Setup the serial port and socket
global clisock, svrsock
if (not clisock): # Accept a connection on 'svrsock' to open 'clisock'
print("Awaiting ACCEPT on server sock...")
(clisock,cliaddr) = svrsock.accept() # Accept an incoming
connection
print("Connection accepted on socket")
# Make thread for ComReader
comthread = threading.Thread(target=ComReaderThread)
comthread.start() # Start the thread
# Make thread for SockReader
sockthread = threading.Thread(target=SockReaderThread)
sockthread.start() # Start the thread
main()
Note This script is a general TCP-UART proxy, and can be used for other applications or scripts that
use the TCP protocol. Its functionality is not limited to MQTT.
Note You can easily copy and paste code from the online version of this guide. Use caution with the
PDF version, as it may not maintain essential indentations.
This proxy script waits for an incoming connection on localhost (127.0.0.1), on port 17300. After
accepting a connection, and creating a socket for that connection (clisock), it creates two threads,
one that reads the serial or COM port that the XBee Cellular Modem is connected to, and one that
reads the socket (clisock), that the MQTT client is connected to.
With:
nThe proxy script running
nThe MQTT client connected to the proxy script via localhost (127.0.0.1)
nThe XBee Cellular Modem connected to the machine via USB and properly powered
nAP,DL, and DE set correctly
the proxy acts as an intermediary between the MQTT client and the XBee Cellular Modem, allowing
the MQTT client to use the data connection provided by the device.
Think of the proxy script as a translator between the MQTT client and the XBee Cellular Modem. The
following figure shows the basic operation.

Connection examples Software libraries
Digi XBee Cellular 3G Global Embedded Modem User Guide 41
The thread that reads the serial port forwards any data received onward to the client socket, and the
thread reading the client socket forwards any data received onward to the serial port. This is
represented in the figure above.
The proxy script needs to be running before running an MQTT publish or subscribe script.
1. With the proxy script running, run the subscribe example from Example: receive messages
(subscribe) with MQTT, but change the connect line from client.connect("m2m.eclipse.org",
1883, 60) to client.connect("127.0.0.1", port=17300, keepalive=20). This connects the
MQTT client to the proxy script, which in turn connects to a broker via the XBee Cellular
Modem’s internet connection.
2. Run the publish example from Example: send messages (publish) with MQTT in a third Python
instance (while the publish script is running you will have three Python scripts running at the
same time).
The publish script runs over your computer’s normal Internet connection, and does not use the XBee
Cellular Modem. You are able to see your published message appear in the subscribe script’s output
once it is received from the broker via the XBee Cellular Modem. If you watch the output of the proxy
script during this process you can see the receptions and transmissions taking place.
The proxy script must be running before you run the subscribe and publish scripts. If you stop the
subscribe script, the socket closes, and the proxy script shows an error. If you try to start the proxy
script after starting the subscribe script, you may also see a socket error. To avoid these errors, it is
best to start the scripts in the correct order: proxy, then subscribe, then publish.
Software libraries
One way to communicate with the XBee device is by using a software library. The libraries available
for use with the XBee Cellular Modem include:
nXBee Java library
nXBee Python library
The XBee Java Library is a Java API. The package includes the XBee library, its source code and a
collection of samples that help you develop Java applications to communicate with your XBee devices.
The XBee Python Library is a Python API that dramatically reduces the time to market of XBee
projects developed in Python and facilitates the development of these types of applications, making it
an easy process.

Get started with MicroPython
This guide provides an overview of how to use MicroPython with the XBee Cellular Modem. For in-
depth information and more complex code examples, refer to the Digi MicroPython Programming
Guide. Continue with this guide for simple examples to get started using MicroPython on the XBee
Cellular Modem.
About MicroPython
MicroPython is an open-source programming language based on Python 3, with much of the same
syntax and functionality, but modified to fit on small devices with limited hardware resources, such as
microcontrollers, or in this case, a cellular modem.
Why use MicroPython
MicroPython enables on-board intelligence for simple sensor or actuator applications using digital and
analog I/O. MicroPython can help manage battery life. Cryptic readings can be transformed into useful
data, excess transmissions can be intelligently filtered out, modern sensors and actuators can be
employed directly, and logic can glue inputs and outputs together in an intelligent way.
For more information about MicroPython, see www.micropython.org.
For more information about Python, see www.python.org.
MicroPython on the XBee Cellular Modem
The XBee Cellular Modem has MicroPython running on the device itself. You can access a MicroPython
prompt from the XBee Cellular Modem when you install it in an appropriate development board (XBDB
or XBIB), and connect it to a computer via a USB cable.
Note MicroPython does not work with SPI.
The examples in this guide assume:
nYou have XCTU on your computer. See Configure the device using XCTU.
nYou have a terminal program installed on your computer. We recommend using the Use the
MicroPython Terminal in XCTU. This requires XCTU 6.3.7 or higher.
nYou have an XBee Cellular Modem installed in an appropriate development board such as an
XBIB-U-DEV or an XBIB-2.
Note Most examples in this guide require the XBIB-U-DEV board.
Digi XBee Cellular 3G Global Embedded Modem User Guide 42

Get started with MicroPython Use XCTU to enter the MicroPython environment
Digi XBee Cellular 3G Global Embedded Modem User Guide 43
nThe XBee Cellular Modem is connected to the computer via a USB cable and XCTU recognizes
it.
nThe board is powered by an appropriate power supply, 12 VDC and at least 1.1 A.
Use XCTU to enter the MicroPython environment
To use the XBee Cellular Modem in the MicroPython environment:
1. Use XCTU to add the device(s); see Configure the device using XCTU and Add a device.
2. The XBee Cellular Modem appears as a box in the Radio Modules information panel. Each
module displays identifying information about itself.
3. Click this box to select the device and load its current settings.
4. To set the device's baud rate to 115200 b/s, in the BD field select 115200 [7] or higher and
click the Write button . We recommend using flow control to avoid data loss, especially
when pasting large amounts of code/text.
5. To put the XBee Cellular Modem into MicroPython mode, in the APfield select MicroPython
REPL [4] and click the Write button .
6. Note what COM port(s) the XBee Cellular Modem is using, because you will need this
information when you use terminal communication. The Radio Modules information panel lists
the COM port in use.
Use the MicroPython Terminal in XCTU
You can use the MicroPython Terminal to communicate with the XBee Cellular Modem when it is in
MicroPython mode.1This requires XCTU 6.3.7 or higher. To enter MicroPython mode, follow the steps
in Use XCTU to enter the MicroPython environment. To use the MicroPython Terminal:
1. Click the Tools drop-down menu and select MicroPython Terminal. The terminal opens.
2. Click Open. If you have not already added devices to XCTU:
a. In the Select the Serial/USB port area, click the COM port that the device uses.
b. Verify that the baud rate and other settings are correct.
3. Click OK. The Open icon changes to Close , indicating that the device is properly connected.
4. Press Ctrl+Bto get the MicroPython version banner and prompt.
You can now type or paste MicroPython commands at the >>> prompt.
Troubleshooting
If you receive No such port: 'Port is already in use by other applications.' in the MicroPython
Terminal close any other console sessions open inside XCTU and close any other serial terminal
programs connected to the device, then retry the MicroPython connection in XCTU.
If the device seems unresponsive, try pressing Ctrl+C to end any running programs.
1See Other terminal programs if you do not use the MicroPython Terminal in XCTU.

Get started with MicroPython Example: hello world
Digi XBee Cellular 3G Global Embedded Modem User Guide 44
You can use the +++ escape sequence and look for an OK for confirmation that you have the correct
baud rate.
Example: hello world
1. At the MicroPython >>> prompt, type the Python command: print("Hello, World!")
2. Press Enter to execute the command. The terminal echos back Hello, World!.
Example: turn on an LED
1. Note the DS4 LED on the XBIB board. The following image highlights it in a red box. The LED is
normally off.
2. At the MicroPython >>> prompt, type the commands below, pressing Enter after each one.
After entering the last line of code, the LED illuminates. Anything after a #symbol is a
comment, and you do not need to type it.
Note You can easily copy and paste code from the online version of this guide. Use caution with the
PDF version, as it may not maintain essential indentations.
import machine
from machine import Pin
led = Pin("D4", Pin.OUT, value=0) # Makes a pin object set to output 0.
# One might expect 0 to mean OFF and 1 to mean ON, and this is normally the
case.

Get started with MicroPython Exit MicroPython mode
Digi XBee Cellular 3G Global Embedded Modem User Guide 45
# But the LED we are turning on and off is setup as what is# known as
"active low".
# This means setting the pin to 0 allows current to flow through the LED and
then through the pin, to ground.
3. To turn it off, type the following and press Enter:
led.value(1)
You have successfully controlled an LED on the board using basic I/O.
Exit MicroPython mode
To exit MicroPython mode:
1. In the XCTU MicroPython Terminal, click the green Close button .
2. Click Close at the bottom of the terminal to exit the terminal.
3. In XCTU's Configuration working mode , change AP API Enable to another mode and click
the Write button . We recommend changing to Transparent mode [0], as most of the
examples use this mode.
Other terminal programs
If you do not use the MicroPython Terminal in XCTU, you can use other terminal programs to
communicate with the XBee Cellular Modem. If you use Microsoft Windows, follow the instructions for
Tera Term, if you use Linux, follow the instructions for picocom. To download these programs:
nTera Term for Windows; see https://ttssh2.osdn.jp/index.html.en.
nPicocom for Linux; see https://developer.ridgerun.com/wiki/index.php/Setting_up_Picocom_-_
Ubuntu and for the source code and in-depth information https://github.com/npat-
efault/picocom.
Tera Term for Windows
With the XBee Cellular Modem in MicroPython mode (AP =4), you can access the MicroPython prompt
using a terminal.
1. Open Tera Term. The Tera Term: New connection window appears.
2. Click the Serial radio button to select a serial connection.
3. From the Port: drop-down menu, select the COM port that the XBee Cellular Modem is
connected to.
4. Click OK. The COMxx - Tera Term VT terminal window appears and Tera Term attempts to
connect to the device at a baud rate of 9600 b/s. The terminal will not allow communication
with the device since the baud rate setting is incorrect. You must change this rate as it was
previously set to 115200 b/s.
5. Click Setup and Serial Port. The Tera Term: Serial port setup window appears.

Get started with MicroPython Use picocom in Linux
Digi XBee Cellular 3G Global Embedded Modem User Guide 46
6. In the Tera Term: Serial port setup window, set the parameters to the following values:
nPort: Shows the port that the XBee Cellular Modem is connected on.
nBaud rate:115200
nData: 8 bit
nParity: none
nStop: 1 bit
nFlow control: hardware
nTransmit delay: N/A
7. Click OK to apply the changes to the serial port settings. The settings should go into effect
right away.
8. To verify that local echo is not enabled and that extra line-feeds are not enabled:
a. In Tera Term, click Setup and select Terminal.
b. In the New-line area of the Tera Term: Serial port setup window, click the
Receive drop-down menu and select CR if it does not already show that value.
c. Make sure the Local echo box is not checked.
9. Click OK.
10. Press Ctrl+Bto get the MicroPython version banner and prompt.
Now you can type MicroPython commands at the >>> prompt.
Use picocom in Linux
With the XBee Cellular Modem in MicroPython mode (AP =4), you can access the MicroPython prompt
using a terminal.
Note The user must have read and write permission for the serial port the XBee Cellular Modem is
connected to in order to communicate with the device.

Get started with MicroPython Use picocom in Linux
Digi XBee Cellular 3G Global Embedded Modem User Guide 47
1. Open a terminal in Linux and type picocom -b 115200 /dev/ttyUSB0. This assumes you have
no other USB-to-serial devices attached to the system.
2. Press Ctrl+Bto get the MicroPython version banner and prompt. You can also press Enter to
bring up the prompt.
If you do have other USB-to-serial devices attached:
1. Before attaching the XBee Cellular Modem, check the directory /dev/ for any devices named
ttyUSBx, where xis a number. An easy way to list these is to type: ls /dev/ttyUSB*. This
produces a list of any device with a name that starts with ttyUSB.
2. Take note of the devices present with that name, and then connect the XBee Cellular Modem.
3. Check the directory again and you should see one additional device, which is the XBee Cellular
Modem.
4. In this case, replace /dev/ttyUSB0 at the top with /dev/ttyUSB<number>, where <number>
is the new number that appeared.
5. It should connect and show Terminal ready.
Now you can type MicroPython commands at the >>> prompt.

Technical specifications Interface and hardware specifications
Digi XBee Cellular 3G Global Embedded Modem User Guide 49
Interface and hardware specifications
The following table provides the interface and hardware specifications for the device.
Specification Value
Dimensions 2.438 x 3.294 cm (0.960 x 1.297 in)
Weight 5 g (0.18 oz)
Operating temperature -40 to +85 °C
-30 to +70 °C if 2G fallback mode is enabled
Antenna connector U.FL
Digital I/O 13 I/O lines
ADC 4 10-bit analog inputs
RF characteristics
The following table provides the RF characteristics for the device.
Specification Value
Transmit power Up to 24 dBm, Power Class 3
2G fallback: up to 33 dBm, Power Class 4
Receive sensitivity Up to -111 dBm
Networking specifications
The following table provides the networking and carrier specifications for the device.
Specification Value
Addressing
options
TCP/IP,UPD, and SMS
Technology 3G Universal Mobile Telecommunications Service (UMTS)/High Speed Packet
Access (HSPA) with 2G fallback1
Supported bands Band 19 (800 MHz)
Band 5 (850 MHz)
Band 8 (900 MHz)
Band 2 (1900 MHz)
Band 1 (2100 MHz)
Security Digi Trustfence™ security with secure boot, encrypted storage, protected JTAG,
SSL/TLS 1.2
1See DO (Device Options) for more information on enabling and using the 2G fallback feature.

Technical specifications Power requirements
Digi XBee Cellular 3G Global Embedded Modem User Guide 50
Specification Value
Downlink/uplink
speeds
Up to 7.2 Mb/s / 5.76 Mb/s
Power requirements
The following table provides the power requirements for the device.
Specification Value
Normal supply voltage range 3.0 to 5.5 VDC (3.8 to 5 V for 2G fallback mode)
Extended supply voltage range12.7 to 5.5 VDC (3.6 to 5.5 VDC for 2G fallback mode)
Power consumption
The peak current was measured from multiple tested units.
Specification State
Average current (3G
mode)
Connected mode (TX + RX)
current
Active transmit, 24 dBm @ 3.3 V 702 mA
Tx + RX current Active transmit, 24 dBm @ 5.0 V 425 mA
Rx + ACK current Active receive @ 3.3 V 224 mA
Rx + ACK current Active receive @ 5 V 160 mA
Idle current Idle/connected, listening @ 3.3 V 87 mA
Idle current Idle/connected, listening @ 5 V 72 mA
Sleep current Notconnected,Deep
Sleep@3.3V
10 µA
Electrical specifications
The following table provides the electrical specifications for the XBee Cellular Modem.
1See the 2G fallback power consumption table for further details.

Technical specifications Regulatory approvals
Digi XBee Cellular 3G Global Embedded Modem User Guide 51
Symbol Parameter Condition Min Typical Max Units
VCC_IO Internal
supply
voltage for
I/O
While in
deep
sleep and
during
initial
power up
VCC - 0.3 V or 3.3 V, whichever is
lower
3.3 V
VCC_IO Internal
supply
voltage for
I/O
In normal
running
mode
3.3 V V
VI Input
voltage
range on
any I/O pin
-0.3 VCC_
IO+0.3
V
VIL Input low
voltage
0.3*VCC_
IO
V
VIH Input high
voltage
0.7*VCC_IO V
VOL Voltage
output low
Sinking 1
mA, VCC_
IO = 3.3 V
0.05*VCC_
IO
V
VOH Voltage
output
high
Sourcing 1
mA, VCC_
IO = 3.3 V
0.9*VCC_
IO
V
I_IN Input
leakage
current on
I/O pins
High Z
state; I/O
connected
to Ground
or VCC_IO
0.1 100 nA
RPU Internal
pull-up
resistor
Enabled 40 kΩ
RPD Internal
pull-down
resistor
Enabled 40 kΩ
Regulatory approvals
The following table provides the regulatory and carrier approvals for the device.

Technical specifications Regulatory approvals
Digi XBee Cellular 3G Global Embedded Modem User Guide 52
Specification Value
United States Contains FCC ID: XPY1CGM5NNN
Innovation, Science and Economic Development Canada (ISED) Contains IC: 8595A-1CGM5NNN
Europe (CE) Yes
Australia ACMA Yes, RCM
New Zealand RSM Yes, R-NZ
RoHS Lead-free and RoHS compliant
PTCRB certification Yes
AT&T end device certified Yes

Hardware Mechanical drawings
Digi XBee Cellular 3G Global Embedded Modem User Guide 54
Mechanical drawings
The following figures show the mechanical drawings for the XBee Cellular Modem. All dimensions are
in inches.
Pin signals
The pin locations are:
The following table shows the pin assignments for the through-hole device. In the table, low-asserted
signals have a horizontal line above signal name.

Hardware Pin signals
Digi XBee Cellular 3G Global Embedded Modem User Guide 55
Pin Name Direction Default Description
Pin Name Direction Default Description
1VCC Power supply
2 DOUT Output Output UART Data Out
3DIN / CONFIG Input Input UART Data In
4 DIO12 / SPI_MISO Either Disabled Digital I/O 12 or SPI Slave
Output line
5 RESET Input
6 PWM0 / RSSI / DIO10 Either Output PWM Output 0 / RX Signal
Strength Indicator / Digital
I/O 10
7 DIO11 Either Disabled Digital I/O 11
8 [reserved] Do not connect
9DTR / SLEEP_RQ/ DIO8 Either Disabled Pin Sleep Control Line or
Digital I/O 8
10 GND Ground
11 DIO4 / SPI_MOSI Either Disabled Digital I/O 4 or SPI Slave
Input Line
12 CTS / DIO7 Either Output Output Clear-to-Send Flow
Control or Digital I/O 7
13 ON /SLEEP/DIO9 Output Output Module Status Indicator or
Digital I/O 9
14 VREF - Feature not supported on
this device. Used on other
XBee devices for analog
voltage reference.
15 Associate / DIO5 Either Output Associated Indicator, Digital
I/O 5
16 RTS / DIO6 Either Disabled Input Request-to-Send Flow
Control, Digital I/O 6
17 AD3/DIO3/SPI_SS Either Disabled Analog Input 3 or Digital I/O
3, SPI low enabled select
line
18 AD2 / DIO2 / SPI_CLK Either Disabled Analog Input 2 or Digital I/O
2, SPI Clock line
19 AD1/DIO1/ SPI_ATTN Either Disabled Analog Input 1 or Digital I/O
1, SPI Attention line output
20 AD0/DIO0 Either Input Analog Input 0, Digital I/O 0

Hardware RSSI PWM
Digi XBee Cellular 3G Global Embedded Modem User Guide 56
Pin connection recommendations
The recommended minimum pin connections are VCC, GND, DIN, DOUT, RTS, DTR and RESET.
Firmware updates require access to these pins.
RSSI PWM
The XBee Cellular Modem features an RSSI/PWM pin (pin 6) that, if enabled, adjusts the PWM output to
indicate the signal strength of the cellular connection. Use P0 (DIO10/PWM0 Configuration) to enable
the RSSI pulse width modulation (PWM) output on the pin. If P0 is set to 1, the RSSI/PWM pin outputs a
PWM signal where the frequency is adjusted based on the received signal strength of the cellular
connection.
The RSSI/PWM output is enabled continuously unlike other XBee products where the output is enabled
for a short period of time after each received transmission. If running on the XBIB development board,
DIO10 is connected to the RSSI LEDs, which may be interpreted as follows:
PWM duty cycle
Number of LEDs turned
on Received signal strength (dBm)
79.39% or more 3 -83 dBm or higher
62.42% to
79.39%
2 -93 to -83 dBm
45.45% to
62.42%
1 -103 to -93 dBm
Less than
45.45%
0Less than -103 dBm, or no cellular network
connection
SIM card
The XBee Cellular Modem uses a 4FF (Nano) size SIM card.
CAUTION! Never insert or remove SIM card while the power is on!
The Associate LED
The following table describes the Associate LED functionality. For the location of the Associate LED on
the XBIB-U development board, see number 6 on the XBIB-U-DEV reference.
LED status
Blink
timing Meaning
On, solid Not joined to a mobile network.

Hardware The Associate LED
Digi XBee Cellular 3G Global Embedded Modem User Guide 57
LED status
Blink
timing Meaning
Double blink ½second The last TCP/UDP/SMS attempt failed. If the LED has this pattern,
you may need to check DI (Remote Manager Indicator) or CI
(Protocol/Connection Indication) for the cause of the error.
Standardsingleblink 1second Normal operation.
The normal association LED signal alternates evenly between high and low as shown below:
Where the low signal means LED off and the high signal means LED on.
When CI is not 0or 0xFF, the Associate LED has a different blink pattern that looks like this:

Antenna recommendations Antenna placement
Digi XBee Cellular 3G Global Embedded Modem User Guide 59
Antenna placement
For optimal cellular reception, keep the antenna as far away from metal objects and other electronics
(including the XBee Cellular Modem) as possible. Often, small antennas are desirable, but come at the
cost of reduced range and efficiency.

Design recommendations Power supply considerations
Digi XBee Cellular 3G Global Embedded Modem User Guide 61
Power supply considerations
When considering a power supply, use the following design practices.
1. Power supply ripple should be less than 75 mV peak to peak.
2. The power supply should be capable of providing a minimum of 1.5 A at 3.3 V (5 W). Keep in
mind that operating at a lower voltage requires higher current capability from the power
supply to achieve the 5 W requirement.
3. Place sufficient bulk capacitance on the XBee VCC pin to maintain voltage above the minimum
specification during inrush current. Inrush current for VCC = 3.3 V is about 2 A during initial
power up of cellular communications and wakeup from sleep mode. We recommend a
minimum of 220 µF of capacitance on the VCC pin.
4. Place a 10 nF ceramic capacitor very close to the XBee Cellular Modem VCC pin to decrease
high frequency noise.
5. Use a wide power supply trace or power plane to ensure it can handle the peak current
requirements with minimal voltage drop. We recommend that the power supply and trace be
designed such that the voltage at the XBee VCC pin does not vary by more than 0.1 V between
light load (~0.5 W) and heavy load (~3 W).
6. If you use DO (Device Options) to enable 2G fallback mode, the power supply must be capable
of supplying 11.5W and the minimum input voltage is 3.8V (for example 3.0A @ 3.8V). In
addition, we recommend 1000µF of bulk capacitance on the VCC pin. The supply should never
drop below 3.6 V during TX bursts.
Add a capacitor to the RESET line
In high EMI noise environments, we recommend adding a 10 nF ceramic capacitor very close to pin 5.

Design recommendations Heat considerations
Digi XBee Cellular 3G Global Embedded Modem User Guide 62
Heat considerations
Depending on the use case, your application may require a heat sink. Use a non-conductive thermal
gasket to make contact to the heat sink. The gasket should be thick enough to ensure that contact
with the tallest component does not cause damage when pressure is applied to a secure heat sink.
We recommend connecting the heat sink to the bottom side of the XBee Cellular Modem (SIM card
side). Alternatively, you can attach the heat sink to the top side of the unit (U.FL side), but cooling is
less effective on this side.
We do not recommend operating at hot temperatures without verifying that the device will not
overheat in the operating circumstances.
The operation temperature of the unit can be approximated for different current draws and extreme
cases by the equation below. For best results, attach a temperature probe on the bottom of the XBee
Cellular Modem, about 5 mm higher than the SIM card slot. Alternatively use TP (Temperature) to
query the current temperature of the device's processor.
Where
1. XBeeBoardTemp is the temperature of the XBee Cellular Modem at steady state.
a. Use the TPcommand to help estimate the temperature when attaching a
temperature probe is not practical, but for reliable results, you must use a
temperature probe.
2. RoomTemp is the temperature of the ambient air.
3. AverageCurrentDuringTest is the average current measured during test.
4. ScenarioMaxCurrent is the maximum current expected for the device.
The results may vary by implementation and scenario. You should always perform sufficient testing to
ensure that the XBee Cellular Modem does not exceed temperature specifications.
Add a fan to provide active cooling
The XBee Cellular Modem can become hot if you use it in the maximum upload or download scenarios,
see Heat considerations. One method of heat mitigation is to attach a fan to the device to provide
active cooling.
If you attach a fan, use P1 (DIO11/PWM1 Configuration) to enable this functionality on pin 7. Set P1 to
1, which turns the fan on when the device gets above 70 °C and the cellular component is running, and
off below 65 °C.

Cellular connection process Connecting
Digi XBee Cellular 3G Global Embedded Modem User Guide 64
Connecting
In normal operations, the XBee Cellular Modem automatically attempts both a cellular network
connection and a data network connection on power-up. The sequence of these connections is as
follows:
Cellular network
1. The device powers on.
2. It looks for cellular towers.
3. It chooses a candidate tower with the strongest signal.
4. It negotiates a connection.
5. It completes cellular registration; the phone number and SMS are available.
Data network connection
1. The network enables the evolved packet system (EPS) bearer with an access point name
(APN). See AN (Access Point Name) if you have APNissues.
2. The device negotiates a data connection with the access point.
3. The device receives its IP configuration and address.
4. The AI (Association Indication) command now returns a 0and the sockets become available.
Data communication with remote servers (TCP/UDP)
Once the data network connection is established, communication with remote servers can be
initiated in several ways:
nTransparent mode data sent to the serial port (see TD (Text Delimiter) and RO (Packetization
Timeout) for timing).
nAPI mode: Transmit (TX) Request: IPv4 - 0x20 received over the serial connection.
nDigi Remote Manager connectivity begins.
Data communication begins when:
1. A socket opens to the remote server.
2. Data is sent.
Data connectivity ends when:
1. The server closes the connection.
2. The TM timeout expires (see TM (IP Client Connection Timeout)).
3. The cellular network may also close the connection after a timeout set by the network
operator.
Disconnecting
When the XBee Cellular Modem is put into Airplane mode or deep sleep is requested:

Cellular connection process SMS encoding
Digi XBee Cellular 3G Global Embedded Modem User Guide 65
1. Sockets are closed, cleanly if possible.
2. The cellular connection is shut down.
3. The cellular component is powered off.
Note We recommend entering Airplane mode before resetting or rebooting the device to allow the
cellular module to detach from the network.
SMS encoding
The XBee Cellular Modem transmits SMS messages using the standard GSM 03.38 character set.1
Because this character set only provides 7 bits of space per character, the XBee Cellular Modem
ignores the most significant bit of each octet in an SMS transmission payload.
The device converts incoming SMS messages to ASCII. Characters that cannot be represented in
ASCIIare replaced with a space (' ', or 0x20 in hex). This includes emoji and other special characters.
1Also referred to as the GSM 7-bit alphabet.

Modes Select an operating mode
Digi XBee Cellular 3G Global Embedded Modem User Guide 67
Select an operating mode
The XBee Cellular Modem interfaces to a host device such as a microcontroller or computer through a
logic-level asynchronous serial port. It uses a UART for serial communication with those devices.
The XBee Cellular Modem supports three operating modes: Transparent operating mode,
APIoperating mode, and Bypass operating mode. The default mode is Transparent operating mode.
Use the AP (API Enable) command to select a different operating mode.
The following flowchart illustrates how the modes relate to each other.

Modes Transparent operating mode
Digi XBee Cellular 3G Global Embedded Modem User Guide 68
Transparent operating mode
Devices operate in this mode by default. The device acts as a serial line replacement when it is in
Transparent operating mode. The device queues all serial data it receives through the DIN pin for RF
transmission. When a device receives RF data, it sends the data out through the DOUT pin. You can set
the configuration parameters using Command mode.
The IP (IP Protocol) command setting controls how Transparent operating mode works for the XBee
Cellular Modem.
Note Transparent operation is not available when using SPI.
API operating mode
API operating mode is an alternative to Transparent operating mode. API mode is a frame-based
protocol that allows you to direct data on a packet basis. The device communicates UART or SPI data
in packets, also known as API frames. This mode allows for structured communications with
computers and microcontrollers.
The advantages of APIoperating mode include:
nIt is easier to send information to multiple destinations
nThe host receives the source address for each received data frame
nYou can change parameters without entering Command mode
Bypass operating mode
CAUTION! Bypass operating mode is an alternative to Transparent and API modes for
advanced users with special configuration needs. Changes made in this mode might
change or disable the device and we do not recommended it for most users.
In Bypass mode, the device acts as a serial line replacement to the cellular component. In this mode,
the XBee Cellular Modem exposes all control of the cellular component's AT port through the UART. If
you use this mode, you must setup the cellular modem directly to establish connectivity. The modem
does not automatically connect to the network.
Note The cellular component can become unresponsive in Bypass mode. See Unresponsive cellular
component in Bypass mode for help in this situation.
When Bypass mode is active, most of the XBee Cellular Modem's AT commands do not work. For
example, IM (IMEI)may never return a value, and DB does not update. In this configuration, the
firmware does not test communication with the cellular component (which it does by sending AT
commands). This is useful in case you have reconfigured the cellular component in a way that makes it
incompatible with the firmware. Bypass operating mode exists for users who wish to communicate
directly with the cellular component settings and do not intend to use XBee Cellular Modem software
features such as API mode.
Command mode is available while in Bypass mode; see Enter Command mode for instructions.
Enter Bypass operating mode
To configure a device for Bypass operating mode:

Modes Command mode
Digi XBee Cellular 3G Global Embedded Modem User Guide 69
1. Set the AP (API Enable) parameter value to 5.
2. Send WR (Write) to write the changes.
3. Send FR (Force Reset) to reboot the device.
4. After rebooting, enter Command mode and verify that Bypass operating mode is active by
querying AI (Association Indication) and confirming that it returns a value of 0x2F.
It may take a moment for Bypass operating mode to become active.
Leave Bypass operating mode
To configure a device to leave Bypass operating mode:
1. Set AP (API Enable) to something other than 5.
2. Send WR (Write) to write the changes.
3. Send FR (Force Reset) to reboot the device.
4. After rebooting, enter Command mode and verify that Bypass operating mode is not active by
querying AI (Association Indication) and confirming that it returns a value other than 0x2F.
Restore cellular settings to default in Bypass operating mode
Send AT&F0 to reset the cellular component to its factory profile.
Command mode
Command mode is a state in which the firmware interprets incoming characters as commands. It
allows you to modify the device’s configuration using parameters you can set using AT
commands.When you want to read or set any parameter of the XBee Cellular Modem using this mode,
you have to send an AT command.Every AT command starts with the lettersATfollowed by the two
characters that identify the command and then by some optional configuration values.
The operating modes of the XBee Cellular Modem are controlled by the AP (API Enable) setting,
butCommand mode is always available as a mode thedevice can enter while configured for any of the
operating modes.
Command mode is available on the UART interface for all operating modes. You cannot use the SPI
interface to enter Command mode.
Enter Command mode
To get a device to switch into Command mode, you must issue the following sequence:+++within one
second. There must be at least one second preceding and following the+++sequence. Both the
command character (CC) and the silence before and after the sequence (GT) are configurable. When
the entrance criteria are met the device responds with OK\r on UART signifying that it has entered
Command mode successfully and is ready to start processing AT commands.
If configured to operate in Transparent operating mode, when entering Command mode the XBee
Cellular Modem knows to stop sending data and start accepting commands locally.
Note Do not press Return or Enter after typing+++because it interrupts the guard time silence and
prevents you from entering Command mode.

Modes Command mode
Digi XBee Cellular 3G Global Embedded Modem User Guide 70
When the device is in Command mode, it listens for user input and is able to receive AT commands on
the UART. IfCTtime (default is 10 seconds) passes without any user input, the device drops out of
Command mode and returns to the previous operating mode. You can force the device to leave
Command mode by sending CN (Exit Command mode).
You can customize the command character, the guard times and the timeout in the device’s
configuration settings. For more information, seeCC (Command Sequence Character),CT (Command
Mode Timeout)andGT (Guard Times).
Troubleshooting
Failure to enter Command mode is often due to baud rate mismatch. Ensure that the baud rate of the
connection matches the baud rate of the device. By default, BD (Baud Rate) =3(9600 b/s).
There are two alternative ways to enter Command mode:
nA serial break for six seconds enters Command mode. You can issue the "break" command
from a serial console, it is often a button or menu item.
nAsserting DIN (serial break) upon power up or reset enters Command mode. XCTU guides you
through a reset and automatically issues the break when needed.
Both of these methods temporarily set the device's baud rate to 9600 and return anOKon the UART
to indicate that Command mode is active. When Command mode exits, the device returns to normal
operation at the baud rate that BDis set to.
Send AT commands
Once the device enters Command mode, use the syntax in the following figure to send AT commands.
Every AT command starts with the lettersAT, which stands for "attention." TheATis followed by two
characters that indicate which command is being issued, then by some optional configuration values.
To read a parameter value stored in the device’s register, omit the parameter field.
Multiple AT commands
You can send multiple AT commands at a time when they are separated by a comma in Command
mode; for example,ATNIMy XBee,AC<cr>.
The preceding example changes theNI (Node Identifier) to My XBeeand makes the setting active
through AC (Apply Changes).
Parameter format
Refer to the list of AT commands for the format of individual AT command parameters. Valid formats
for hexidecimal values include with or without a leading0xfor exampleFFFFor0xFFFF.

Modes MicroPython mode
Digi XBee Cellular 3G Global Embedded Modem User Guide 71
Response to AT commands
When using AT commands to set parameters the XBee Cellular Modem responds with OK<cr> if
successful and ERROR<cr> if not.
For devices with a file system:
ATAP1<cr>
OK<cr>
When reading parameters, the device returns the current parameter value instead of anOKmessage.
ATAP<cr>
1<cr>
Apply command changes
Any changes you make to the configuration command registers using AT commands do not take effect
until you apply the changes. For example, if you send theBDcommand to change the baud rate, the
actual baud rate does not change until you apply the changes. To apply changes:
1. Send AC (Apply Changes).
2. Send WR (Write).
or:
3. Exit Command mode.
Make command changes permanent
Send a WR (Write) command to save the changes. WR writes parameter values to non-volatile memory
so that parameter modifications persist through subsequent resets.
Send as RE (Restore Defaults) to wipe settings saved using WR back to their factory defaults.
Note You still have to use WR to save the changes enacted with RE.
Exit Command mode
1. Send CN (Exit Command mode) followed by a carriage return.
or:
2. If the device does not receive any valid AT commands within the time specified byCT
(Command Mode Timeout), it returns to Transparent or API mode. The default Command mode
timeout is10seconds.
For an example of programming the device using AT Commands and descriptions of each configurable
parameter, see AT commands.
MicroPython mode
MicroPython mode (AP =4) allows you to communicate with the XBee Cellular Modem using the
MicroPython programming language. You can use the MicroPython Terminal tool in XCTU to
communicate with the MicroPython stack of the XBee Cellular Modem through the serial interface.
MicroPython mode connects the primary serial port to the stdin/stdout interface on MicroPython,
which is either the REPL or code launched at startup.

Modes MicroPython mode
Digi XBee Cellular 3G Global Embedded Modem User Guide 72
When code runs in MicroPython with AP set to a value other than 4, stdout goes to the bit bucket and
there is no input to read on stdin.

Sleep modes About sleep modes
Digi XBee Cellular 3G Global Embedded Modem User Guide 74
About sleep modes
A number of low-power modes exist to enable devices to operate for extended periods of time on
battery power. Use SM (Sleep Mode) to enable these sleep modes.
Normal mode
Set SM to 0 to enter Normal mode.
Normal mode is the default sleep mode. If a device is in this mode, it does not sleep and is always
awake.
Devices in Normal mode are typically mains powered.
Pin sleep mode
Set SM to 1 to enter pin sleep mode.
Pin sleep allows the device to sleep and wake according to the state of the SLEEP_RQ pin (pin 9).
When you assert SLEEP_RQ (high), the device finishes any transmit or receive operations, closes any
active connection, and enters a low-power state.
When you de-assert SLEEP_RQ (low), the device wakes from pin sleep.
Cyclic sleep mode
Set SM to 4 to enter Cyclic sleep mode.
Cyclic sleep allows the device to sleep for a specific time and wake for a short time to poll.
If you use the D7 command to enable hardware flow control, the CTS pin asserts (low) when the
device wakes and can receive serial data, and de-asserts (high) when the device sleeps.
Cyclic sleep with pin wake up mode
Set SM to 5 to enter Cyclic sleep with pin wake up mode.
This mode is a slight variation on Cyclic sleep mode (SM = 4) that allows you to wake a device
prematurely by de-asserting the SLEEP_RQ pin (pin 9).
In this mode, you can wake the device after the sleep period expires, or if a high-to-low transition
occurs on the SLEEP_RQ pin.
Airplane mode
While not technically a sleep mode, Airplane mode is another way of saving power. When set, the
cellular component of the XBee Cellular Modem is fully turned off and no access to the cellular
network is performed or possible. Use AM (Airplane Mode) to configure this mode.
The sleep timer
The sleep timer starts when the device wakes and resets on re-configuration. When the sleep timer
expires the device returns to sleep.

Sleep modes MicroPython sleep behavior
Digi XBee Cellular 3G Global Embedded Modem User Guide 75
MicroPython sleep behavior
When the XBee Cellular Modem enters Deep Sleep mode, any MicroPython code currently executing is
suspended until the device comes out of sleep. When the XBee Cellular Modem comes out of sleep
mode, MicroPython execution continues where it left off.
Upon entering deep sleep mode, the XBee Cellular Modem closes any active TCP/UDP connections
and turns off the cellular component. As a result, any sockets that were opened in MicroPython prior
to sleep report as no longer being connected. This behavior appears the same as a typical socket
disconnection event will:
nsocket.send raises OSError: ENOTCONN
nsocket.sendto raises OSError: ENOTCONN
nsocket.recv returns the empty string, the traditional end-of-file return value
nsocket.recvfrom returns an empty message, for example:
(b'', (<address from connect()>, <port from connect()>) )
The underlying UDP socket resources have been released at this point.

Serial communication Serial interface
Digi XBee Cellular 3G Global Embedded Modem User Guide 77
Serial interface
The XBee Cellular Modem interfaces to a host device through a serial port. The device's serial port can
communicate:
nThrough a logic and voltage compatible universal asynchronous receiver/transmitter (UART).
nThrough a level translator to any serial device, for example, through an RS-232 or USB
interface board.
nThrough a serial peripheral interface (SPI) port.
Serial data
A device sends data to the XBee Cellular Modem's UART through pin 3 DIN as an asynchronous serial
signal. When the device is not transmitting data, the signals should idle high.
For serial communication to occur, you must configure the UART of both devices (the microcontroller
and the XBee Cellular Modem) with compatible settings for the baud rate, parity, start bits, stop bits,
and data bits.
Each data byte consists of a start bit (low), 8 data bits (least significant bit first) and a stop bit (high).
The following diagram illustrates the serial bit pattern of data passing through the device. The
diagram shows UART data packet 0x1F (decimal number 31) as transmitted through the device.
You can configure the UART baud rate, parity, and stop bits settings on the device with the BD,NB,
and SB commands respectively. For more information, see Serial interfacing commands.
In the rare case that a device has been configured with the UART disabled, you can recover the device
to UART operation by holding DIN low at reset time. DIN forces a default configuration on the UART at
9600 baud and it brings the device up in Command mode on the UART port. You can then send the
appropriate commands to the device to configure it for UART operation. If those parameters are
written, the device comes up with the UART enabled on the next reset.
UART data flow
Devices that have a UART interface connect directly to the pins of the XBee Cellular Modem as shown
in the following figure. The figure shows system data flow in a UART-interfaced environment. Low-
asserted signals have a horizontal line over the signal name.

Serial communication Serial buffers
Digi XBee Cellular 3G Global Embedded Modem User Guide 78
Serial buffers
The XBee Cellular Modem maintains internal buffers to collect serial and RF data that it receives. The
serial receive buffer collects incoming serial characters and holds them until the device can process
them. The serial transmit buffer collects the data it receives via the RF link until it transmits that data
out the serial or SPI port.
CTS flow control
We strongly encourage you to use flow control with the XBee Cellular Modem to prevent buffer
overruns.
CTS flow control is enabled by default; you can disable it with D7 (DIO7/CTS). When the serial receive
buffer fills with the number of bytes specified by FT (Flow Control Threshold), the device de-asserts
CTS (sets it high) to signal the host device to stop sending serial data. The device re-asserts CTS when
less than FT-16 bytes are in the UART receive buffer.
Note Serial flow control is not possible when using the SPI port.
RTS flow control
If you set D6 (DIO6/RTS) to enable RTS flow control, the device does not send data in the serial
transmit buffer out the DOUT pin as long as RTS is de-asserted (set high). Do not de-assert RTS for
long periods of time or the serial transmit buffer will fill.

SPI operation SPI communications
Digi XBee Cellular 3G Global Embedded Modem User Guide 80
SPI communications
The XBee Cellular Modem supports SPI communications in slave mode. Slave mode receives the clock
signal and data from the master and returns data to the master. The following table shows the
signals that the SPI port uses on the device.
Signal Function
SPI_MOSI
(MasterOut,SlaveIn)
Inputs serial data from the master
SPI_MISO(Master
In,Slave Out)
Outputs serial data to the master
SPI_SCLK
(SerialClock)
Clocks data transfers on MOSI and MISO
SPI_SSEL
(SlaveSelect)
Enables serial communication with the slave
SPI_ATTN (Attention) Alerts the master that slave has data queued to send. The XBee Cellular
Modem asserts this pin as soon as data is available to send to the SPI
master and it remains asserted until the SPI master has clocked out all
available data.
In this mode:
nSPI clock rates up to 6 MHz are possible.
nData is most significant bit (MSB) first; bit 7 is the first bit of a byte sent over the interface.
nFrame Format mode 0 is used. This means CPOL= 0 (idle clock is low) and CPHA = 0 (data is
sampled on the clock’s leading edge).
nThe SPI port only supports API Mode (AP =1).
The following diagram shows the frame format mode 0 for SPI communications.
SPI mode is chip to chip communication. We do not supply a SPI communication option on the device
development evaluation boards.

SPI operation Full duplex operation
Digi XBee Cellular 3G Global Embedded Modem User Guide 81
Full duplex operation
The specification for SPI includes the four signals SPI_MISO, SPI_MOSI, SPI_CLK, and SPI_SSEL. Using
these four signals, the SPI master cannot know when the slave needs to send and the SPI slave
cannot transmit unless enabled by the master. For this reason, the SPI_ATTN signal is available in the
design. This allows the SPI slave to alert the SPI master that it has data to send. In turn, the SPI
master is expected to assert SPI_SSEL and start SPI_CLK, unless these signals are already asserted
and active respectively. This, in turn, allows the XBee Cellular Modem SPI slave to send data to the
master.
SPI data is latched by the master and slave using the SPI_CLK signal. When data is being transferred
the MISO and MOSI signals change between each clock. If data is not available then these signals will
not change and will be either 0 or 1. This results in receiving either a repetitive 0 or 0xFF. The means
of determining whether or not received data is valid is by packetizing the data with API packets,
without escaping. Valid data to and from the XBee Cellular Modem is delimited by 0x7E, a length, the
payload, and finally a checksum byte. Everything else in both directions should be ignored. The bytes
received between frames will be either 0xff or 0x00. This allows the SPI master to scan for a 0x7E
delimiter between frames.
SPI allows for valid data from the slave to begin before, at the same time, or after valid data begins
from the master. When the master is sending data to the slave and the slave has valid data to send in
the middle of receiving data from the master, it allows a true full duplex operation where data is valid
in both directions for a period of time. During this time, the master and slave must simultaneously
transmit valid data at the clock speed so that no invalid bytes appear within an API frame, causing the
whole frame to be discarded.
An example follows to more fully illustrate the SPI interface during the time valid data is being sent in
both directions. First, the master asserts SPI_SSEL and starts SPI_CLK to send a frame to the slave.
Initially, the slave does not have valid data to send the master. However, while it is still receiving data
from the master, it has its own data to send. Therefore, it asserts SPI_ATTN low. Seeing that SPI_
SSEL is already asserted and that SPI_CLK is active, it immediately begins sending valid data, even
while it is receiving valid data from the master. In this example, the master finishes its valid data
before the slave does. The master will have two indications of valid data: The SPI_ATTN line is
asserted and the API frame length is not yet expired. For both of these reasons, the master should
keep SPI_SSEL asserted and should keep SPI_CLK toggling in order to receive the end of the frame
from the slave, even though these signals were originally turned on by the master to send data.
During the time that the SPI master is sending invalid data to the SPI slave, it is important no 0x7E is
included in that invalid data because that would trigger the SPI slave to start receiving another valid
frame.
The following figure illustrates the SPI interface while valid data is being sent in both directions.

SPI operation Low power operation
Digi XBee Cellular 3G Global Embedded Modem User Guide 82
Low power operation
Sleep modes generally work the same on SPI as they do on UART. However, due to the addition of SPI
mode, there is an option of another sleep pin, as described below.
By default, Digi configures DIO8 (SLEEP_REQUEST) as a peripheral and during pin sleep it wakes the
device and puts it to sleep. This applies to both the UART and SPI serial interfaces.
If SLEEP_REQUEST is not configured as a peripheral and SPI_SSEL is configured as a peripheral, then
pin sleep is controlled by SPI_SSEL rather than by SLEEP_REQUEST. Asserting SPI_SSEL (pin 17) by
driving it low either wakes the device or keeps it awake. Negating SPI_SSEL by driving it high puts the
device to sleep.
Using SPI_SSEL to control sleep and to indicate that the SPI master has selected a particular slave
device has the advantage of requiring one less physical pin connection to implement pin sleep on SPI.
It has the disadvantage of putting the device to sleep whenever the SPI master negates SPI_SSEL
(meaning time is lost waiting for the device to wake), even if that was not the intent.
If the user has full control of SPI_SSEL so that it can control pin sleep, whether or not data needs to be
transmitted, then sharing the pin may be a good option in order to make the SLEEP_REQUEST pin
available for another purpose.
If the device is one of multiple slaves on the SPI, then the device sleeps while the SPI master talks to
the other slave, but this is acceptable in most cases.
If you do not configure either pin as a peripheral, then the device stays awake, being unable to sleep in
SM1 mode.
Select the SPI port
To force SPI mode, hold DOUT/DIO13 pin 2 low while resetting the device until SPI_ATTN asserts. This
causes the device to disable the UART and go straight into SPI communication mode. Once
configuration is complete, the device queues a modem status frame to the SPI port, which causes the
SPI_ATTN line to assert. The host can use this to determine that the SPI port is configured properly.
This method forces the configuration to provide full SPI support for the following parameters:
nD1 (This parameter will only be changed if it is at a default of zero when the method is
invoked.)
nD2
nD3
nD4
nP2
As long as the host does not issue a WR command, these configuration values revert to previous
values after a power-on reset. If the host issues a WR command while in SPI mode, these same
parameters are written to flash. After a reset, parameters that were forced and then written to flash
become the mode of operation.
If the UART is disabled and the SPI is enabled in the written configuration, then the device comes up in
SPI mode without forcing it by holding DOUT low. If both the UART and the SPI are enabled at the time
of reset, then output goes to the UART until the host sends the first input. If that first input comes on
the SPI port, then all subsequent output goes to the SPI port and the UART is disabled. If the first
input comes on the UART, then all subsequent output goes to the UART and the SPI is disabled.
Once you select a serial port (UART or SPI), all subsequent output goes to that port, even if you apply a
new configuration. The only way to switch the selected serial port is to reset the device. On surface-
mount devices, forcing DOUT low at the time of reset has no effect. To use SPI mode on the SMT
modules, assert the SPI_SSEL (pin 17) low after reset and before any UART data is input.

SPI operation Force UART operation
Digi XBee Cellular 3G Global Embedded Modem User Guide 83
When the master asserts the slave select (SPI_SSEL) signal, SPI transmit data is driven to the output
pin SPI_MISO, and SPI data is received from the input pin SPI_MOSI. The SPI_SSEL pin has to be
asserted to enable the transmit serializer to drive data to the output signal SPI_MISO. A rising edge
on SPI_SSEL causes the SPI_MISO line to be tri-stated such that another slave device can drive it, if so
desired.
If the output buffer is empty, the SPI serializer transmits the last valid bit repeatedly, which may be
either high or low. Otherwise, the device formats all output in API mode 1 format, as described in
Operate in API mode. The attached host is expected to ignore all data that is not part of a formatted
API frame.
Force UART operation
If you configure a device with only the SPI enabled and no SPI master is available to access the SPI
slave port, you can recover the device to UART operation by holding DIN / CONFIG low at reset time.
DIN/CONFIG forces a default configuration on the UART at 9600 baud and brings up the device in
Command mode on the UART port. You can then send the appropriate commands to the device to
configure it for UART operation. If you write those parameters, the device comes up with the UART
enabled on the next reset.
Data format
SPI only operates in API mode 1. The XBee Cellular Modem does not support Transparent mode or API
mode 2 (which escapes control characters). This means that the AP configuration only applies to the
UART, and the device ignores it while using SPI. The reason for this operation choice is that SPI is full
duplex. If data flows in one direction, it flows in the other. Since it is not always possible to have valid
data flowing in both directions at the same time, the receiver must have a way to parse out the valid
data and to ignore the invalid data.
The XBee Cellular Modem sends 0XFF when there is no data to send to the host.

File system Overview of the file system
Digi XBee Cellular 3G Global Embedded Modem User Guide 85
Overview of the file system
XBee Cellular Modem firmware versions ending in 0B (for example, 1130B, 100B, 3100B) and later
include support for storing files on an internal 1 MB SPI flash.
CAUTION! You need to format the file system if upgrading a device that originally
shipped with older firmware. You can use XCTU, AT commands or MicroPython for that
initial format or to erase existing content at any time.
Note To use XCTU with file system, you need XCTU6.4.0 or newer.
See ATFSFORMAT confirm and ensure that the format is complete.
Directory structure
The SPI flash appears in the file system as /flash, the only entry at the root level of the file system. It
has a lib directory intended for MicroPython modules and a cert directory for files used for SSL/TLS
sockets.
Paths
The XBee Cellular Modem stores all of its files in the top-level directory /flash. On startup, the ATFS
commands and MicroPython each use that as their current working directory. When specifying the
path to a file or directory, it is interpreted as follows:
nPaths starting with a forward slash are "absolute" and must start with /flash to be valid.
nAll other paths are relative to the current working directory.
nThe directory .. refers to the parent directory, so an operation on ../filename.txt that takes
place in the directory /flash/test accesses the file /flash/filename.txt.
nThe directory .refers to the current directory, so the command ATFS ls . lists files in the
current directory.
nNames are case-insensitive, so FILE.TXT,file.txt and FiLe.TxT all refer to the same file.
nFile and directory names are limited to 64 characters, and can only contain letters, numbers,
periods, dashes and underscores. A period at the end of the name is ignored.
nThe full, absolute path to a file or directory is limited to 255 characters.
Secure files
The file system includes support for secure files with the following properties:
nCreated via the ATFS XPUT command or in MicroPython using a mode of *with the open()
method.
nUnable to download via the ATFS GET command or MicroPython's open() method.
nSHA256 hash of file contents available from ATFS HASH command (to compare with a local
copy of a file).
nEncrypted on the SPI flash.

File system XCTU interface
Digi XBee Cellular 3G Global Embedded Modem User Guide 86
nMicroPython can execute code in secure files.
nSockets can use secure files when creating SSL/TLS connections.
XCTU interface
XCTU releases starting with 6.4.0 include a File System Manager in the Tools menu. You can upload
files to and download files from the device, in addition to renaming and deleting existing files and
directories. See the File System manager tool section of the XCTU User Guide for details of its
functionality.
Encrypt files
You can encrypt files on the file system. This provides two things:
1. Protection of the client private key for SSL authentication while it is stored on the XBee
Cellular Modem.
2. Protection for user's MicroPython applications.
Use ATFS XPUTfilename to place encrypted files on the file system. The XPUT operation is otherwise
identical to the PUT operation. Files placed in this way are indicated with a pound sign (#) following
the filename. The XBee Cellular Modem does not allow an encrypted file to be read by normal use so it:
1. Cannot be retrieved with the GET operation.
2. Cannot be opened and read in MicroPython applications.
3. Cannot be created by a MicroPython application.
When ATFS HASHfilename is run with the filename of an encrypted file, it reports the SHA256 hash of
the file contents. In this way you can validate that the correct file has been placed on the XBee
Cellular Modem.

Socket behavior
Supported sockets 88
Socket timeouts 88
Socket limits in API mode 88
Enable incoming TCP sockets in API mode 88
API mode behavior for outgoing TCP and SSL connections 88
API mode behavior for outgoing UDP data 89
API mode behavior for incoming TCP connections 89
API mode behavior for incoming UDP data 90
Transparent mode behavior for outgoing TCP and SSL connections 90
Transparent mode behavior for outgoing UDP data 90
Transparent mode behavior for incoming TCP connections 91
Transparent mode behavior for incoming UDP connections 91
Digi XBee Cellular 3G Global Embedded Modem User Guide 87

Socket behavior Supported sockets
Digi XBee Cellular 3G Global Embedded Modem User Guide 88
Supported sockets
The XBee Cellular Modem supports the following number of sockets:
n7 maximum: some combination of 4 TCP, 4 UDP, 4 SSL.1
Socket timeouts
The XBee Cellular Modem implicitly opens the socket any time there is data to be sent, and closes it
according to the timeout settings. The TM (IP Client Connection Timeout) command controls the
timeout settings.
Socket limits in API mode
There are a fixed number of sockets that can be created which varies by device variant and protocol.
When a Transmit (TX) Request: IPv4 - 0x20 frame is sent to the XBee Cellular Modem for a new
destination, it creates a new socket. The exception to this is when using the UDP protocol with the C0
source port, which allows unlimited destinations on the socket created by C0 (Source Port).
If no more sockets are available, the device sends back a Transmit (TX) Status - 0x89 frame with a
Resource Error.
The Resource Error resolves when an existing socket is closed.
An existing socket may be closed when the socket times out (see TM (IP Client Connection Timeout)
and TS (IP Server Connection Timeout)) or when the socket is closed via a TX request with the CLOSE
flag set.
Enable incoming TCP sockets in API mode
In API mode, you can enable incoming connections to the XBee Cellular Modem.
1. To enable listening, set C0 (Source Port) to the value of the listening port.
2. To use TCP for client and server socket connections, set IP (IP Protocol) to 0x01.
The listener allows multiple clients (incoming connections), up to the limit of the maximum number of
sockets on the system.
When the XBee Cellular Modem receives RF data on the port defined by C0, you get a Receive (RX)
Packet: IPv4 - 0xB0 with the incoming address and port.
If you want to communicate back to the incoming connection, use the Transmit (TX) Request: IPv4 -
0x20 and enter the received address and port as the destination address and port, along with the
listening (C0) local source port.
API mode behavior for outgoing TCP and SSL connections
To initiate an outgoing TCP or SSL connection to a remote host, send a Transmit (TX) Request: IPv4 -
0x20 frame to the XBee Cellular Modem's serial port specifying the destination address and
destination port for the remote host; the data is optional and the source port is 0.
If the connection is disconnected at any time, send a Transmit TX Request frame to trigger a new
connection attempt.
To send data over this connection use the Transmit (TX) Request: IPv4 - 0x20.
11 UDPsocket is always reserved for DNS, so subtract 1 socket from the values above.

Socket behavior API mode behavior for outgoing UDP data
Digi XBee Cellular 3G Global Embedded Modem User Guide 89
The device sends a Transmit (TX) Status - 0x89 frame in reply to the Transmit TX Request indicating
the status of the request. A status of 0indicates the connection and/or data was successful and a
non-zero value indicates a failure.
Any data received on the connection is sent out the XBee Cellular Modem's serial port as a Receive RX
frame.
A connection is closed when:
nThe remote end closes the connection.
nNo data is sent or received for longer than the socket timeout set by TM (IP Client Connection
Timeout).
nA Transmit TX Request is sent with the CLOSE flag set.
API mode behavior for outgoing UDP data
To send a UDP datagram to a remote host, send a Transmit (TX) Request: IPv4 - 0x20 frame to the
XBee Cellular Modem's serial port specifying the destination address and destination port of the
remote host. If you use a source port of 0, the device creates a new socket for the purpose of sending
to the remote host. The XBee Cellular Modem supports a finite number of sockets, so if you need to
send to many destinations:
1. The socket must be closed after use.
or
2. You must use the socket specified by the C0 (Source Port) setting.
To use the socket specified by the C0 setting, in the Transmit TX request frame use a source port that
matches the value configured for the C0 setting.
The device sends a Transmit (TX) Status - 0x89 frame in reply to the Transmit TX Request to indicate
the status of the request. A status of 0indicates the data was successfully sent out of the device and
a non-zero value indicates a failure.
Any data received on the UDP socket is sent out the XBee Cellular Modem's serial port as a Receive
(RX) Packet: IPv4 - 0xB0 frame.
Outgoing UDP transmissions are limited to 1024 byte payloads. Attempting to send over 1024 bytes
results in a TX Status frame with Error type 0x74 (Message too long).
A UDP socket is closed when:
nNo data has been sent or received for longer than the socket timeout set by TM (IP Client
Connection Timeout).
nA transmit TX Request is sent with the CLOSE flag set.
API mode behavior for incoming TCP connections
For incoming connections and data in API mode, the XBee Cellular Modem uses the C0 (Source Port)
and IP (IP Protocol) settings to specify the listening port and protocol used. The XBee Cellular Modem
does not currently support the SSL protocol for incoming connections.
When the IP setting is TCP the XBee Cellular Modem allows multiple incoming TCP connections on the
port specified by the C0 setting. Any data received on the connection is sent out the XBee Cellular
Modem's serial port as a Receive (RX) Packet: IPv4 - 0xB0 frame.
To send data from the device over the connection, use the Transmit (TX) Request: IPv4 - 0x20 frame
with the corresponding address fields received from the Receive RX frame. In other words:

Socket behavior API mode behavior for incoming UDP data
Digi XBee Cellular 3G Global Embedded Modem User Guide 90
nTake the source address, source port, and destination port fields from the Receive (RX) frame
and use those respectively as:
nThe destination address, destination port, and source port fields for the Transmit (TX) Request
frame.
A connection is closed when:
nThe remote end closes the connection.
nNo data has been sent or received for longer than the socket timeout set by TS (IP Server
Connection Timeout).
nA Transmit (TX) Request frame is sent with the CLOSE flag set.
API mode behavior for incoming UDP data
When the IP (IP Protocol) setting is UDP, any data sent from a remote host to the XBee Cellular
Modem's network port specified by the C0 (Source Port) setting is sent out the XBee Cellular Modem's
serial port as a Receive (RX) Packet: IPv4 - 0xB0 frame.
To send data from the XBee Cellular Modem to the remote destination, use the Transmit (TX)
Request: IPv4 - 0x20 frame with the corresponding address fields received from the Receive RX frame.
In other words take the source address, source port, and destination port fields from the Receive (RX)
frame and use those respectively as the destination address, destination port, and source port fields
for the Transmit (TX) Request frame.
Incoming UDP transmissions over 1024 bytes in length are output in multiple API frames. For example,
if a 1500 byte UDP transmission is received first, a frame with a 1024 byte payload is sent out then
another frame with a payload of 476 bytes is output.
Transparent mode behavior for outgoing TCP and SSL
connections
For Transparent mode, the IP (IP Protocol) setting specifies the protocol and the DL (Destination
Address) and DE (Destination Port) settings specify the destination address used for outgoing data
(UDP) and outgoing connections (TCP and SSL).
To initiate an outgoing TCP or SSL connection to a remote host, send data to the XBee Cellular
Modem's serial port. If CI (Protocol/Connection Indication) reports a value of 0, then the connection
was successfully established, otherwise the value of CI indicates why the connection attempt failed.
Any data received over the connection is sent out the XBee Cellular Modem's serial port.
A connection is closed when:
nThe remote end closes the connection.
nNo data has been sent or received for longer than the socket timeout set by TM (IP Client
Connection Timeout).
nYou make and apply a change to the IP,DL, or DE.
Transparent mode behavior for outgoing UDP data
To send outgoing UDP data to a remote host, send data to the XBee Cellular Modem's serial port. If CI
(Protocol/Connection Indication) reports a value of 0, the data was successfully sent; otherwise, the
value of CI indicates why the data failed to be sent.

Socket behavior Transparent mode behavior for incoming TCP connections
Digi XBee Cellular 3G Global Embedded Modem User Guide 91
The RO (Packetization Timeout) setting provides some control in how the serial data gets packetized
before being sent to the remote host. The first send opens up a UDP socket used to send and receive
data. Any data received by this socket is sent out the XBee Cellular Modem's serial port.
Note Set RO to FF for realtime typing by humans. Also, see TD (Text Delimiter).
Transparent mode behavior for incoming TCP connections
The C0 (Source Port) and IP (IP Protocol) settings specify the listening port and protocol used for
incoming connections (TCP) and incoming data (UDP) in Transparent mode. SSL is not currently
supported for incoming connections.
When the IP setting is TCP and there is no existing connection to or from the XBee Cellular Modem,
the device accepts one incoming connection. Any data received on the connection is sent out the XBee
Cellular Modem's serial port. Any data sent to the XBee Cellular Modem's serial port is sent over the
connection. If the connection is disconnected, it discards pending data.
Transparent mode behavior for incoming UDP connections
When the IP (IP Protocol) setting is UDP any data sent from a remote host to the XBee Cellular
Modem's network port specified by C0 (Source Port) is sent out the XBee Cellular Modem's serial port.
Any data sent to the XBee Cellular Modem's serial port is sent to the network destination specified by
the DL (Destination Address) and DE (Destination Port) settings. If the DL and DE settings are
unspecified or invalid, the XBee Cellular Modem discards data sent to the serial port.

Transport Layer Security (TLS)
For detailed information about using MicroPython on the XBee Cellular Modem refer to the Digi
MicroPython Programming Guide.
TLS AT commands 93
Transparent mode and TLS 94
API mode and TLS 94
Key formats 94
Certificate formats 94
Certificate limitations 94
Cipher suites 94
Server Name Indication (SNI) 95
Digi XBee Cellular 3G Global Embedded Modem User Guide 92

Transport Layer Security (TLS) TLS AT commands
Digi XBee Cellular 3G Global Embedded Modem User Guide 93
TLS AT commands
The AT commands ATFS (File System),TL (SSL/TLS Protocol Version),IP (IP Protocol),$0 (SSL/TLS
Profile 0),$1 (SSL/TLS Profile 1), and $2 (SSL/TLS Profile 2) support TLS. The format of the $
commands is:
AT$<num>[<ca_cert>];[<client_cert>];[<client_key>]
Where:
nnum: Profile index. Index zero is used for Transparent mode connections and TLS connections
using Transmit (TX) Request: IPv4 - 0x20.
nca_cert: (optional) Filename of a file in the certs/ directory. Indicates the certificate identifying
a trusted root certificate authority (CA) to use in validating servers. If ca_cert is empty the
server certificate is notauthenticated. This must be a single root CA certificate. The modules do
not allow a non-self signed certificate to work, so intermediate CAs are not enough.
nclient_cert: (optional) Filename of a file in the certs/ directory. Indicates the certificate
presented to servers when requested for client authentication. If client_cert is empty no
certificate is presented to the server should it request one. This may result in mutual
authentication failure.
nclient_key: (optional) Filename of a file in the certs/ directory. Indicates the private key
matching the public key contained in client_cert. This should be a secure file uploaded with
ATFS XPUTfilename. This should always be provided if client_cert is provided and match the
certificate or client authentication will fail.
The default value is ";;". This default value preserves the legacy behavior by allowing the creation of
encrypted connections that are confidential but not authenticated.
To specify a key stored outside of certs/, you can either use a relative path, for example ../server.pem
or an absolute path starting with /flash, for example /flash/server.pem. Both examples refer to the
same file.
It is not an error at configuration time to name a file that does not yet exist. An error is generated if
an attempt to create a TLS connection is made with improper settings.
nFiles specified should all be in PEM format, not DER.
nUpload private keys securely with ATFS XPUTfilename.
nCertificates can be uploaded with ATFS PUTfilename as they are not sensitive. It is not
possible to use ATFS GETfilename to GETthem if they have been securely uploaded.
To authenticate a server not participating in a public key infrastructure (PKI) using CAs, the server
must present a self-signed certificate. That certificate can be used in the ca_cert field to authenticate
that single server.
There are effectively three levels of authentication provided depending on the parameters provided
1. No authentication: None of the parameters are provided, this is the default value. With this
configuration identity is not validated and a man in the middle (MITM) attack is possible.
2. Server authentication: Only ca_cert is provided. Only the servers identity is checked
3. Mutual authentication: All items are provided and both sides are assured of the identity of their
peer
It is not possible to only have client authentication.

Transport Layer Security (TLS) Transparent mode and TLS
Digi XBee Cellular 3G Global Embedded Modem User Guide 94
Transparent mode and TLS
Transparent mode connections made when IP (IP Protocol) =4(TLS) are made using the configuration
specified by $0 (SSL/TLS Profile 0).
API mode and TLS
On the Transmit (TX) Request: IPv4 - 0x20 frame, when you specify protocol 4(TLS), the profile
configuration specified by $0 (SSL/TLS Profile 0) is used to form the TLS connection. Tx Request with
TLS Profile - 0x23 lets you choose the IP setting for the serial data.
Key formats
The RSA PKCS#1 format is the only common format across XBee Cellular device variants. You can
identify a PKCS#1 key file by the presence of BEGIN RSA PRIVATE KEY in the file header.
Digi's implementation does not support encrypted keys, we use file system encryption to protect the
keys at rest in the system.
Certificate formats
The XBee3 Cellular LTE-M Global Smart Modem and the XBee Cellular 3G Global Embedded Modem do
not support X509 v3 certificates and extensions for the client certificate. However, v3 certificates are
fine for CA certificates used in server authentication.
Certificate limitations
The XBee Cellular Modem only supports certificate files that contain a single certificate in them. The
implications of this are:
nFor client certificate files (for example when client authentication is required):
lSelf-signed certificates will work.
lCertificates signed by the root CA will work, because the root CA can be omitted per RFC
5246. The root certificate authority may be omitted from the chain, under the assumption
that the remote end must already possess it in order to validate it in any case.
lCertificate chains that include a intermediate CA are problematic. To work around this the
client's certificate chain has to be supplied to the server outside of the connection.
nFor server certificate files (when server authentication is required) this is not a problem unless
the client is expected to connect to multiple servers that are using different self signed
certificates or are using certificate chains that are signed by different root CA certificates. To
work around this you have to change the certificates before making the connection, or in the
case of API mode specify a different authentication profile.
Cipher suites
The only documented shared suites between the XBee3 Cellular LTE Cat 1 Smart Modem and the
XBee3 Cellular LTE-M Global Smart Modem are:

Transport Layer Security (TLS) Server Name Indication (SNI)
Digi XBee Cellular 3G Global Embedded Modem User Guide 95
nTLS_RSA_WITH_AES_128_CBC_SHA
nTLS_RSA_WITH_AES_256_CBC_SHA
For the u-blox SARA-R410 and SARA-U201 cellular components:
nTLS_RSA_WITH_AES_128_CBC_SHA
nTLS_RSA_WITH_AES_128_CBC_SHA256
nTLS_RSA_WITH_AES_256_CBC_SHA
nTLS_RSA_WITH_AES_256_CBC_SHA256
nTLS_RSA_WITH_3DES_EDE_CBC_SHA
Server Name Indication (SNI)
We do not currently support SNI. Therefore servers which use SNI to present certificates based on
client provided host data may be unable to establish the expected connections.

AT commands
Special commands 97
Cellular commands 98
Network commands 100
Addressing commands 104
Serial interfacing commands 106
I/O settings commands 109
I/O sampling commands 117
Sleep commands 118
Command mode options 119
MicroPython commands 120
Firmware version/information commands 121
Diagnostic interface commands 123
Execution commands 125
File system commands 126
Digi XBee Cellular 3G Global Embedded Modem User Guide 96

AT commands Special commands
Digi XBee Cellular 3G Global Embedded Modem User Guide 97
Special commands
The following commands are special commands.
AC (Apply Changes)
Immediately applies new settings without exiting Command mode.
Applying changes means that the device re-initializes based on changes made to its parameter values.
Once changes are applied, the device immediately operates according to the new parameter values.
This behavior is in contrast to issuing the WR (Write) command. The WR command saves parameter
values to non-volatile memory, but the device still operates according to previously saved values until
the device is rebooted or you issue the CN (Exit AT Command Mode) or AC commands.
Parameter range
N/A
Default
N/A
FR (Force Reset)
Resets the device. The device responds immediately with an OK and performs a reset 100 ms later.
If you issue FR while the device is in Command Mode, the reset effectively exits Command mode.
Note We recommend entering Airplane mode before resetting or rebooting the device to allow the
cellular module to detach from the network.
Parameter range
N/A
Default
N/A
RE (Restore Defaults)
Restore device parameters to factory defaults.
The RE command does not write restored values to non-volatile (persistent) memory. Issue the WR
(Write) command after issuing the RE command to save restored parameter values to non-volatile
memory.
Parameter range
N/A
Default
N/A
WR (Write)
Writes parameter values to non-volatile memory so that parameter modifications persist through
subsequent resets.

AT commands Cellular commands
Digi XBee Cellular 3G Global Embedded Modem User Guide 98
Note Once you issue a WR command, do not send any additional characters to the device until after
you receive the OK response.
Parameter range
N/A
Default
N/A
Cellular commands
The following AT commands are cellular configuration and data commands.
PH (Phone Number)
Reads the SIM card phone number.
If PH is blank, the XBee Cellular Modem is not registered to the network.
Parameter range
N/A
Default
Set by the cellular carrier via the SIM card
S# (ICCID)
Reads the Integrated Circuit Card Identifier (ICCID) of the inserted SIM.
Parameter range
N/A
Default
Set by the SIMcard
IM (IMEI)
Reads the device's International Mobile Equipment Identity (IMEI).
Parameter range
N/A
Default
Set in the factory
MN (Operator)
Reads the network operator on which the device is registered.
Parameter range
N/A

AT commands Cellular commands
Digi XBee Cellular 3G Global Embedded Modem User Guide 99
Default
N/A
MV (Modem Firmware Version)
Read the firmware version string for cellular component communications. See the related VR
(Firmware Version) command.
Parameter range
N/A
Default
Set in the currently loaded firmware
DB (Cellular Signal Strength)
Reads the absolute value of the current signal strength to the cell tower in dB. If DB is blank, the XBee
Cellular Modem has not received a signal strength from the cellular component.
Parameter range
0x71 - 0x33 (-113 dBm to -51 dBm) [read-only]
Default
N/A
AN (Access Point Name)
Specifies the packet data network that the modem uses for Internet connectivity. This information is
provided by your cellular network operator. After you set this value, applying changes with AC (Apply
Changes) or CN (Exit Command mode) triggers a network reset.
Parameter range
1 - 100 ASCII characters
Default
-
CP (Carrier Profile)
Configures the cellular component to select network operator settings (RF bands, packet data
configuration) for various networks.
The default setting of 0(autodetect) increases the boot time.
Changes to the value only take effect on boot so a reboot or power cycle is required for any changes
to become active.
Parameter range
0 - 3

AT commands Network commands
Digi XBee Cellular 3G Global Embedded Modem User Guide 100
Value Description
0 Autodetect from inserted ICCID (SIM) [default]
1 Reserved
2 AT&T
3 Verizon
Default
0
AM (Airplane Mode)
When set, the cellular component of the XBee Cellular Modem is fully turned off and no access to the
cellular network is performed or possible.
Parameter range
0 - 1
0 = Normal operation
1 = Airplane mode
Default
0
Network commands
The following commands are network commands.
IP (IP Protocol)
Sets or displays the IP protocol used for client and server socket connections in IP socket mode.
Parameter range
0 - 4
Value Description
0x00 UDP
0x01 TCP
0x02 SMS
0x03 Reserved
0x04 SSL over TCPcommunication
Default
0x01

AT commands Network commands
Digi XBee Cellular 3G Global Embedded Modem User Guide 101
TL (SSL/TLS Protocol Version)
Sets the SSL/TLS protocol version used for the SSL socket. If you change the TL value, it does not
affect any currently open sockets. The value only applies to subsequently opened sockets.
Note Due to known vulnerabilities in prior protocol versions, we strongly recommend that you use the
latest TLS version whenever possible.
Range
Value Description
0x00 SSL v3
0x01 TLS v1.0
0x02 TLS v1.1
0x03 TLS v1.2
Default
0x03
$0 (SSL/TLS Profile 0)
Specifies the SSL/TLS certificate(s) to use in Transparent mode (when IP (IP Protocol) =4) or API
mode (Transmit (TX) Request: IPv4 - 0x20 or Tx Request with TLS Profile - 0x23 with profile set to 0).
Format
server_cert;client_cert;client_key
Parameter range
From 1 through 127 ASCII characters.
Default
N/A
$1 (SSL/TLS Profile 1)
Specifies the SSL/TLS certificate(s) to use for Tx Request with TLS Profile - 0x23 transmissions with
profile set to 1.
Format
server_cert;client_cert;client_key
Parameter range
From 1 through 127 ASCII characters.
Default
N/A

AT commands Network commands
Digi XBee Cellular 3G Global Embedded Modem User Guide 102
$2 (SSL/TLS Profile 2)
Specifies the SSL/TLS certificate(s) to use in Transparent mode (when IP (IP Protocol) =4) or API
mode (Transmit (TX) Request: IPv4 - 0x20 or Tx Request with TLS Profile - 0x23 with profile set to 0).
Format
server_cert;client_cert;client_key
Parameter range
From 1 through 127 ASCII characters.
Default
N/A
TM (IP Client Connection Timeout)
The IP client connection timeout. If there is no activity for this timeout then the connection is closed. If
TMis 0, the connection is closed immediately after the device sends data.
If you change the TM value while in Transparent Mode, the current connection is immediately closed.
Upon the next transmission, the TM value applies to the newly created socket.
If you change the TM value while in API Mode, the value only applies to subsequently opened sockets.
Parameter range
0 - 0xFFFF [x 100 ms]
Default
0xBB8 (5 minutes)
TS (IP Server Connection Timeout)
The IP server connection timeout. If no activity for this timeout then the connection is closed. When
set to 0the connection is closed immediately after data is sent.]
Parameter Range
10 - 0xFFFF; (x 100 ms)
Default
3000
DO (Device Options)
Enables and disables special features on the XBee Cellular Modem.
Bit 0 - Remote Manager support
If the XBee Cellular Modem cannot establish a connection with Remote Manager, it waits 30 seconds
before trying again. On each successive connection failure, the wait time doubles (60 seconds, 120,
240, and so on) up to a maximum of 1 hour. This time resets to 30 seconds once the connection to
Remote Manager succeeds or if the device is reset.
Bits 1 - 7
Reserved

AT commands Network commands
Digi XBee Cellular 3G Global Embedded Modem User Guide 103
2G fallback
The XBee Cellular Modem is capable of supporting 2G (GSM/GPRS) fallback when a 3G network is not
available. However, connecting to a 2G network draws bursts of current from the power supply in
excess of 2.5 A. This may cause host equipment, including the standard XBee development board, to
brown out. Therefore, if you enable 2G fallback mode you must observe the special considerations
given in Power supply considerations.
After changing this setting, you must:
1. Use WR (Write) to write all values to flash.
2. Use FR (Force Reset) to reset the device.
3. Wait for the cellular component to be initialized: AI (Association Indication) reaches 0x00.
The following table provides the 2G power consumption at 3.8 V and room temperature.
2G Fallback mode (3.8 V) Average current Peak current
GSM connected mode, max TX power (1 TX, 1 RX slot) 220 mA 2.6 A
GPRS connected mode, max TX power (4 TX, 1 RX slot) 700 mA 2.6 A
EDGE connected mode, max TX power (4 TX, 1 RX slot) 280 mA 2.6 A
2G active mode 80 mA
Range
0x00 - 0x03
Bitfield
Bit Remote Manager 2G fallback
0x00 Disabled Disabled
0x01 (default) Enabled Disabled
0x02 Disabled Enabled
0x03 Enabled Enabled
Default
0x01
EQ (Remote Manager FQDN)
Sets or display the fully qualified domain name of the Remote Manager server.
Range
From 0 through 63 ASCII characters.
Default
my.devicecloud.com

AT commands Addressing commands
Digi XBee Cellular 3G Global Embedded Modem User Guide 104
Addressing commands
The following AT commands are addressing commands.
SH (Serial Number High)
The upper digits of the unique International Mobile Equipment Identity (IMEI) assigned to this device.
Parameter range
0 - 0xFFFFFFFF [read-only]
Default
N/A
SL (Serial Number Low)
The lower digits of the unique International Mobile Equipment Identity (IMEI) assigned to this device.
Parameter range
0 - 0xFFFFFFFF [read-only]
Default
N/A
MY (Module IP Address)
Reads the device's IP address. This command is read-only because the IPaddress is assigned by the
mobile network.
In APImode, the address is represented as the binary four byte big-endian numeric value representing
the IPv4 address.
In Transparent or Command mode, the address is represented as a dotted-quad string notation.
Parameter range
0- 15 IPv4 characters
Default
0.0.0.0
P# (Destination Phone Number)
Sets or displays the destination phone number used for SMS when IP (IP Protocol) =2. Phone numbers
must be fully numeric, 7 to 20 ASCIIdigits, for example:8889991234.
P# allows international numbers with or without the +prefix. If you omit +and are dialing
internationally, you need to include the proper International Dialing Prefix for your calling region, for
example, 011 for the United States.
Range
7 - 20 ASCII digits including an optional +prefix
Default
N/A

AT commands Addressing commands
Digi XBee Cellular 3G Global Embedded Modem User Guide 105
N1 (DNS Address)
Displays the IPv4 address of the primary domain name server.
Parameter Range
Read-only
Default
0.0.0.0 (waiting on cellular connection)
N2 (DNS Address)
Displays the IPv4 address of the secondary domain name server.
Parameter Range
Read-only
Default
0.0.0.0 (waiting on cellular connection)
DL (Destination Address)
The destination IPv4 address or fully qualified domain name.
To set the destination address to an IP address, the value must be a dotted quad, for example
XXX.XXX.XXX.XXX.
To set the destination address to a domain name, the value must be a legal Internet host name, for
example remotemanager.digi.com
Parameter range
0 - 128 ASCII characters
Default
0.0.0.0
OD (Operating Destination Address)
Read the destination IPv4 address currently in use by Transparent mode. The value is 0.0.0.0 if no
Transparent IP connection is active.
In API mode, the address is represented as the binary four byte big-endian numeric value representing
the IPv4 address.
In Transparent or Command mode, the address is represented as a dotted-quad string notation.
Parameter range
-
Default
0.0.0.0

AT commands Serial interfacing commands
Digi XBee Cellular 3G Global Embedded Modem User Guide 106
DE (Destination Port)
Sets or displays the destination IP port number.
Parameter range
0x0 - 0xFFFF
Default
0x2616
C0 (Source Port)
Set or get the port number used to provide the serial communication service. Data received by this
port on the network is transmitted on the XBee Cellular Modem's serial port.
As long as a network connection is established to this port (for TCP) data received on the serial port is
transmitted on the established network connection.
IP (IP Protocol) sets the protocol used when UART is in Transparent or APImode.
For more information on using incoming connections, see Socket behavior.
Parameter range
0 - 0xFFFF
Value Description
0 Disabled
Non-0 Enabled on that port
Default
0
LA (Lookup IP Address of FQDN)
Performs a DNS lookup of the given fully qualified domain name (FQDN) and outputs its IP address.
When you issue the command in API mode, the IP address is formatted in binary four byte big-endian
numeric value. In all other cases (for example, Command mode) the format is dotted decimal notation.
Range
Valid FQDN
Default
-
Serial interfacing commands
The following AT commands are serial interfacing commands.

AT commands Serial interfacing commands
Digi XBee Cellular 3G Global Embedded Modem User Guide 107
BD (Baud Rate)
Sets or displays the serial interface baud rate for communication between the device's serial port and
the host.
Modified interface baud rates do not take effect until the XBee Cellular Modem exits Command mode
or you issue AC (Apply Changes). The baud rate resets to default unless you save it with WR (Write) or
by clicking the Write module settings button in XCTU.
Parameter range
Standard baud rates:0x1 - 0xA
Non-standard baud rates:0x5B9 to 0x5B8D80 (up to 6 Mb/s)
Parameter Description
0x1 2400 b/s
0x2 4800 b/s
0x3 9600 b/s
0x4 19200 b/s
0x5 38400 b/s
0x6 57600 b/s
0x7 115200 b/s
0x8 230400 b/s
0x9 460800 b/s
0xA 921600 b/s
Default
0x3 (9600 b/s)
NB (Parity)
Set or read the serial parity settings for UART communications.
Parameter range
0x00 - 0x02
Parameter Description
0x00 No parity
0x01 Even parity
0x02 Odd parity
Default
0x00

AT commands Serial interfacing commands
Digi XBee Cellular 3G Global Embedded Modem User Guide 108
SB (Stop Bits)
Sets or displays the number of stop bits for UART communications.
Parameter range
0 - 1
Parameter Configuration
0 One stop bit
1 Two stop bits
Default
0
RO (Packetization Timeout)
Set or read the number of character times of inter-character silence required before transmission
begins when operating in Transparent mode.
RF transmission also starts after 100 bytes (maximum packet size) are received in the DI buffer.
Set RO to 0to transmit characters as they arrive instead of buffering them into one RF packet.
Parameter range
0 - 0xFF (x character times)
Default
3
TD (Text Delimiter)
The ASCII character used as a text delimiter for Transparent mode. When you select a character,
information received over the serial port in Transparent mode is not transmitted until that character
is received. To use a carriage return, set to 0xD. Set to zero to disable text delimiter checking.
Parameter range
0 - 0xFF
Default
0x0
FT (Flow Control Threshold)
Set or display the flow control threshold.
The device de-asserts CTS when FT bytes are in the UART receive buffer.
Parameter range
0x9D - 0x82D

AT commands I/O settings commands
Digi XBee Cellular 3G Global Embedded Modem User Guide 109
Default
0x681
AP (API Enable)
The API mode setting. The device can format the RF packets it receives into API frames and send
them out the UART. When API is enabled the UART data must be formatted as API frames because
Transparent mode is disabled. See Modes for more information.
Parameter range
0x00 - 0x05
Parameter Description
0x00 API disabled (operate in Transparent mode)
0x01 API enabled
0x02 API enabled (with escaped control characters)
0x03 N/A
0x04 MicroPython REPL
0x05 Bypass mode
Default
0
I/O settings commands
The following AT commands are I/O settings commands.
D0 (DIO0/AD0)
Sets or displays the DIO0/AD0 configuration (pin 20).
Parameter range
0, 2 - 5
Parameter Description
0 Disabled
1 N/A
2 Analog input
3 Digital input
4 Digital output, default low
5 Digital output, default high

AT commands I/O settings commands
Digi XBee Cellular 3G Global Embedded Modem User Guide 110
Default
0
D1 (DIO1/AD1)
Sets or displays the DIO1/AD1 configuration (pin 19).
Parameter range
0 - 6
Parameter Description
0 Disabled
1SPI_ATTN
2 ADC
3 Digital input
4 Digital output, low
5 Digital output, high
6 I2C SCL
Default
0
D2 (DIO2/AD2)
Sets or displays the DIO2/AD2 configuration (pin 18).
Parameter range
0 - 5
Description
0 Disabled
1SPI_CLK
2 Analog input
3 Digital input
4 Digital output, default low
5 Digital output, default high
Default
0

AT commands I/O settings commands
Digi XBee Cellular 3G Global Embedded Modem User Guide 111
D3 (DIO3/AD3)
Sets or displays the DIO3/AD3 configuration (pin 17).
Parameter range
0 - 5
Parameter Description
0 Disabled
1SPI_SSEL
2 Analog input
3 Digital input
4 Digital output, default low
5 Digital output, default high
Default
0
D4 (DIO4)
Sets or displays the DIO4 configuration (pin 11).
Parameter range
0, 1, 3 - 5
Parameter Description
0 Disabled
1 SPI_MOSI
2 N/A
3 Digital input
4 Digital output, default low
5 Digital output, default high
Default
0
D5 (DIO5/ASSOCIATED_INDICATOR)
Sets or displays the DIO5/ASSOCIATED_INDICATOR configuration (pin 15).
Parameter range
0, 1, 3 - 5

AT commands I/O settings commands
Digi XBee Cellular 3G Global Embedded Modem User Guide 112
Parameter Description
0 Disabled
1 Associated LED
2 N/A
3 Digital input
4 Digital output, default low
5 Digital output, default high
Default
1
D6 (DIO6/RTS)
Sets or displays the DIO6/RTS configuration (pin 16).
Parameter range
0, 1, 3 - 5
Parameter Description
0 Disabled
1RTS flow control
2 N/A
3 Digital input
4 Digital output, default low
5 Digital output, default high
Default
0
D7 (DIO7/CTS)
Sets or displays the DIO7/CTS configuration (pin 12).
Parameter range
0, 1, 3 - 5
Parameter Description
0 Disabled
1CTSflow control

AT commands I/O settings commands
Digi XBee Cellular 3G Global Embedded Modem User Guide 113
Parameter Description
2 N/A
3 Digital input
4 Digital output, default low
5 Digital output, default high
Default
0x1
D8 (DIO8/SLEEP_REQUEST)
Sets or displays the DIO8/DTR/SLP_RQ configuration (pin 9).
Parameter range
0, 1, 3 - 5
Parameter Description
0 Disabled
1 SLEEP_REQUEST input
3 Digital input
4 Digital output, default low
5 Digital output, default high
Default
1
D9 (DIO9/ON_SLEEP)
Sets or displays the DIO9/ON_SLEEP configuration (pin 13).
Parameter range
0, 1, 3 - 5
Parameter Description
0 Disabled
1ON/SLEEP output
3 Digital input
4 Digital output, default low
5 Digital output, default high

AT commands I/O settings commands
Digi XBee Cellular 3G Global Embedded Modem User Guide 114
Default
1
P0 (DIO10/PWM0 Configuration)
Sets or displays the PWM/DIO10 configuration (pin 6).
This command enables the option of translating incoming data to a PWM so that the output can be
translated back into analog form.
Parameter range
0 - 5
Parameter Description
0 Disabled
1 RSSI PWM0 output
2 PWM0 output
3 Digital input
4 Digital output, low
5 Digital output, high
Default
0
P1 (DIO11/PWM1 Configuration)
Sets or displays the DIO11 configuration (pin 7).
Parameter range
0, 1, 3 - 6
Parameter Description
0 Disabled
1 Fan enable. Output is low when the XBee Cellular Modem is sleeping, turning an
attached fan off when the cellular component is in a power saving mode, and also
during Airplane Mode
3 Digital input
4 Digital output, default low
5 Digital output, default high
6 I2C SDA
Default
0

AT commands I/O settings commands
Digi XBee Cellular 3G Global Embedded Modem User Guide 115
P2 (DIO12 Configuration)
Sets or displays the DIO12 configuration (pin 4).
Parameter range
0, 1, 3 - 5
Parameter Description
0 Disabled
1 SPI_MISO
2 N/A
3 Digital input
4 Digital output, default low
5 Digital output, default high
Default
0
PD (Pull Direction)
The resistor pull direction bit field (1= pull-up, 0= pull-down) for corresponding I/O lines that are set
by PR (Pull-up/down Resistor Enable).
If the bit is not set in PR, the device uses PD.
Note Resistors are not applied to disabled lines.
See PR (Pull-up/down Resistor Enable) for bit mappings, which are the same.
Parameter range
0x0 – 0x7FFF
Default
0 – 0x7FFF
PR (Pull-up/down Resistor Enable)
Sets or displays the bit field that configures the internal resistor status for the digital input lines.
Internal pull-up/down resistors are not available for digital output pins, analog input pins, or for
disabled pins.
Use the PD command to specify whether the resistor is pull-up or pull-down.
nIf you set a PR bit to 1, it enables the pull-up/down resistor.
nIf you set a PR bit to 0, it specifies no internal pull-up/down resistor.
The following table defines the bit-field map for both the PR and PD commands.

AT commands I/O settings commands
Digi XBee Cellular 3G Global Embedded Modem User Guide 116
Bit I/O line Module pin
0 DIO4 pin 11
1 DIO3/AD3 pin 17
2 DIO2/AD2 pin 18
3 DIO1/AD1 pin 19
4 DIO0/AD0 pin 20
5DIO6/RTS pin 16
6 DIO8/SLEEP_REQUEST pin 9
7DIO14/DIN pin 3
8 DIO5/ASSOCIATE pin 15
9DIO9/On/SLEEP pin 13
10 DIO12 pin 4
11 DIO10 pin 6
12 DIO11 pin 7
13 DIO7/CTS pin 12
14 DIO13/DOUT pin 2
Parameter range
0 - 0x7FFF (bit field)
Default
0x7FFF
M0 (PWM0 Duty Cycle)
Sets the duty cycle of PWM0 (pin 6) for P0 =2, where a value of 0x200 is a 50% duty cycle.
Before setting the line as an output:
1. Enable PWM0 output (P0 (DIO10/PWM0 Configuration) =2).
2. Apply the settings (use CN (Exit Command mode) or AC (Apply Changes)).
The PWM period is 42.62 µs and there are 0x03FF (1023 decimal) steps within this period. When M0 =0
(0% PWM), 0x01FF (50% PWM), 0x03FF (100% PWM), and so forth.
Parameter range
0 - 0x3FF
Default
0

AT commands I/O sampling commands
Digi XBee Cellular 3G Global Embedded Modem User Guide 117
I/O sampling commands
The following AT commands configure I/O sampling parameters.
TP (Temperature)
Displays the temperature of the XBee Cellular Modem in degrees Celsius. The temperature value is
displayed in 8-bit two’s complement format. For example, 0x1A = 26 °C, and 0xF6 = -10 °C.
Parameter range
0 - 0xFF which indicates degrees Celsius displayed in 8-bit two's complement format.
Default
N/A
IS (Force Sample)
When run, IS reports the values of all of the enabled digital and analog input lines. If no lines are
enabled for digital or analog input, the command returns an error.
Command mode
In Command mode, the response value is a multi-line format, individual lines are delimited with
carriage returns, and the entire response terminates with two carriage returns. Each line is a series of
ASCII characters representing a single number in hexadecimal notation. The interpretation of the lines
is:
nNumber of samples. For legacy reasons this field always returns 1.
nDigital channel mask. A bit-mask of all I/O capable pins in the system. The bits set to 1are
configured for digital I/O and are included in the digital data value below. Pins D0 - D9 are bits 0
- 9, and P0 - P2 are bits 10 - 12.
nAnalog channel mask. The bits set to 1are configured for analog I/O and have individual
readings following the digital data field.
nDigital data. The current digital value of all the pins set in the digital channel mask, only
present if at least one bit is set in the digital channel mask.
nAnalog data. Additional lines, one for each set pin in the analog channel mask. Each reading is a
10-bit ADC value for a 2.5 V voltage reference.
API operating mode
In API operating mode, ISimmediately returns an OK response.
The API response is ordered identical to the Command mode response with the same fields present.
Each field is a binary number of the size listed in the following table. Multi-byte fields are in big-endian
byte order.
Field Size
Number of samples 1 byte

AT commands Sleep commands
Digi XBee Cellular 3G Global Embedded Modem User Guide 118
Field Size
Digital channel mask 2 bytes
Analog chanel mask 1 byte
Samples 2 bytes each
Parameter range
N/A
Default
N/A
Sleep commands
The following AT commands are sleep commands.
SM (Sleep Mode)
Sets or displays the sleep mode of the device.
The sleep mode determines how the device enters and exits a power saving sleep.
Sleep mode is also affected by the SO command, option bit 6. See Sleep modes for more information
about sleep modes.
Parameter range
0, 1, 4, 5
Parameter Description
0 Normal. In this mode the device never sleeps.
1Pin Sleep. In this mode the device honors the SLEEP_RQ pin. Set D8 (DIO8/SLEEP_
REQUEST) to the sleep request function: 1.
4Cyclic Sleep. In this mode the device repeatedly sleeps for the value specified by SP and
spends ST time awake.
5 Cyclic Sleep with Pin Wake. In this mode the device acts as in Cyclic Sleep but does not
sleep if the SLEEP_RQ pin is inactive, allowing the device to be kept awake or woken by
the connected system.
Default
0
SP (Sleep Period)
Sets or displays the time to spend asleep in cyclic sleep modes. In Cyclic sleep mode, the node sleeps
with CTS disabled for the sleep time interval, then wakes for the wake time interval.
Parameter range
0x1 - 0x83D600 (x 10 ms)

AT commands Command mode options
Digi XBee Cellular 3G Global Embedded Modem User Guide 119
Default
0x7530 (5 minutes)
ST (Wake Time)
Sets or displays the time to spend awake in cyclic sleep modes.
Parameter range
0x1 - 0x36EE80 (x 1 ms)
Default
0xEA60 (60 seconds)
Command mode options
The following commands are Command mode option commands.
CC (Command Sequence Character)
The character value the device uses to enter Command mode.
The default value (0x2B) is the ASCII code for the plus (+) character. You must enter it three times
within the guard time to enter Command mode. To enter Command mode, there is also a required
period of silence before and after the command sequence characters of the Command mode
sequence (GT +CC +GT). The period of silence prevents inadvertently entering Command mode.
Parameter range
Recommended: 0x20 - 0x7F (ASCII)
Default
0x2B (the ASCII plus character:+)
CT (Command Mode Timeout)
Sets or displays the Command mode timeout parameter. If a device does not receive any valid
commands within this time period, it returns to Idle mode from Command mode.
Parameter range
2 - 0x1770 (x 100 ms)
Default
0x64 (10 seconds)
CN (Exit Command mode)
Immediately exits Command Mode and applies pending changes.
Note Whether Command mode is exited using the CN command or by CT timing out, changes are
applied upon exit.

AT commands MicroPython commands
Digi XBee Cellular 3G Global Embedded Modem User Guide 120
Parameter range
N/A
Default
N/A
GT (Guard Times)
Set the required period of silence before and after the command sequence characters of the
Command mode sequence (GT +CC +GT). The period of silence prevents inadvertently entering
Command mode.
Parameter range
0x2 - 0x576 (x 1 ms)
Default
0x3E8 (one second)
MicroPython commands
The following commands relate to using MicroPython on the XBee Cellular Modem.
PS (Python Startup)
Sets whether or not the XBee Cellular Modem runs the stored Python code at startup.
Range
0 - 1
Parameter Description
0 Do not run stored Python code at startup.
1 Run stored Python code at startup.
Default
0
PY (MicroPython Command)
Interact with the XBee Cellular Modem using MicroPython. PY is a command with sub-commands.
These sub-commands are arguments to PY.
PYC(Code Report)
You can store compiled code in flash using the Ctrl-F command from the MicroPython REPL; refer to
the Digi MicroPython Programming Guide. The PYC sub-command reports details of the stored code. In
Command mode, it returns three lines of text, for example:

AT commands Firmware version/information commands
Digi XBee Cellular 3G Global Embedded Modem User Guide 121
source: 1662 bytes (hash=0xC3B3A813)
bytecode: 619 bytes (hash=0x0900DBCE)
compiled: 2017-05-09T15:49:44
The messages are:
nsource: the size of the source code used to generate the bytecode and its 32-bit hash.
nbytecode:the size of bytecode stored in flash and its 32-bit hash. A size of 0indicates that
there is no stored code.
ncompiled:a compilation timestamp. A timestamp of 2000-01-01T00:00:00 indicates that the
clock was not set during compilation.
In API mode, PYC returns five 32-bit big-endian values:
nsource size
nsource hash
nbytecode size
nbytecode hash
ntimestamp as seconds since 2000-01-01T00:00:00
PYD (Delete Code)
PYDinterrupts any running code, erases any stored code and then does a soft-reboot on the
MicroPython subsystem.
PYV (Version Report)
Report the MicroPython version.
PY^ (Interrupt Program)
Sends KeyboardInterrupt to MicroPython. This is useful if there is a runaway MicroPython program
and you have filled the stdin buffer. You can enter Command mode (+++) and send ATPY^ to interrupt
the program.
Default
N/A
Firmware version/information commands
The following AT commands are firmware version/information commands.
VR (Firmware Version)
Reads the firmware version on a device.
Parameter range
0 - 0xFFFF [read-only]
Default
Set in firmware

AT commands Firmware version/information commands
Digi XBee Cellular 3G Global Embedded Modem User Guide 122
VL (Verbose Firmware Version)
Shows detailed version information including the application build date and time.
Parameter range
N/A
Default
Set in firmware
HV (Hardware Version)
Display the hardware version number of the device.
Read the device's hardware version. Use this command to distinguish between different hardware
platforms. The upper byte returns a value that is unique to each device type. The lower byte indicates
the hardware revision.
Parameter range
0 - 0xFFFF [read-only]
Default
Set in firmware
AI (Association Indication)
Reads the Association status code to monitor association progress. The following table provides the
status codes and their meanings.
Statuscode Meaning
0x00 Connected to the Internet.
0x22 Registering to cellular network.
0x23 Connecting to the Internet.
0x24 The cellular component is missing, corrupt, or otherwise in error. The cellular
component requires a new firmware image.
0x25 Cellular network registration denied.
0x2A Airplane mode.
0x2F Bypass mode active.
0xFF Initializing.
Parameter range
0 - 0xFF [read-only]
Default
N/A

AT commands Diagnostic interface commands
Digi XBee Cellular 3G Global Embedded Modem User Guide 123
HS (Hardware Series)
Read the device's hardware series number.
Parameter range
N/A
Default
Set in the firmware
CK (Configuration CRC)
Displays the cyclic redundancy check (CRC) of the current AT command configuration settings.
Parameter range
0 - 0xFFFFFFFF
Default
N/A
Diagnostic interface commands
The following AT commands are diagnostic interface commands.
DI (Remote Manager Indicator)
Displays the current Remote Manager status for the XBee.
Range
Value Description
0x00 Connected
0x01 Before connection to the Internet
0x02 Remote Manager connection in progress
0x03 Disconnecting from Remote Manager
0x04 Not configured for Remote Manager
Default
N/A
CI (Protocol/Connection Indication)
Displays information regarding the last IP connection (when the IP command = 0,1or 4) or SMS
transmission (when IP =2).
The value for this parameter resets to 0xFF when the device switches between IP (IP Protocol)
modes.

AT commands Diagnostic interface commands
Digi XBee Cellular 3G Global Embedded Modem User Guide 124
When IP is set to 0,1, or 4(UDP, TCP, over SSL over TCP), CI resets to 0xFF when you apply changes to
any of the following settings:
nDL (Destination Address)
nDE (Destination Port)
nTM (IP Client Connection Timeout)
When IP is set to 2(SMS), CI resets to 0xFF when P# (Destination Phone Number) is changed.
The following table provides the parameter's meaning when IP =0for UDP connections.
Parameter Description
0x00 The socket is open.
0x01 Tried to send but could not.
0x02 Invalid parameters (bad IP/host).
0x03 TCP not supported on this cellular component.
0x10 Not registered to the cell network.
0x11 Cellular component not identified yet.
0x12 DNS query lookup failure.
0x13 Socket leak
0x20 Bad handle.
0x21 User closed.
0x22 Unknown server - DNS lookup failed.
0x23 Connection lost.
0x24 Unknown.
0xFF No known status.
The following table provides the parameter's meaning when IP =1or 4for TCP connections.
Parameter Description
0x00 The socket is open.
0x01 Tried to send but could not.
0x02 Invalid parameters (bad IP/host).
0x03 TCP not supported on this cellular component.
0x10 Not registered to the cell network.
0x11 Cellular component not identified yet.
0x12 DNS query lookup failure.

AT commands Execution commands
Digi XBee Cellular 3G Global Embedded Modem User Guide 125
Parameter Description
0x13 Socket leak
0x20 Bad handle.
0x21 User closed.
0x22 No network registration.
0x23 No internet connection.
0x24 No server - timed out on connection.
0x25 Unknown server - DNS lookup failed.
0x26 Connection refused.
0x27 Connection lost.
0x28 Unknown.
0xFF No known status.
The following table provides the parameter's meaning when IP =2for SMS connections.
Parameter Description
0x00 SMS successfully sent.
0x01 SMS failed to send.
0x02 Invalid SMS parameters - check P# (Destination Phone Number).
0x03 SMS not supported.
0x10 No network registration.
0x11 Cellular component stack error.
0x13 Socket leak
0xFF No SMS state to report (no SMS messages have been sent).
Parameter range
0 - 0xFF (read-only)
Default
-
Execution commands
The location where most AT commands set or query register values, execution commands execute an
action on the device. Execution commands are executed immediately and do not require changes to
be applied.

AT commands File system commands
Digi XBee Cellular 3G Global Embedded Modem User Guide 126
NR (Network Reset)
NR resets the network layer parameters.
The XBee Cellular Modem responds immediately with an OK on the UART and then causes a network
restart.
If NR =0, the XBee Cellular Modem tears down any TCP/UDP sockets and resets Internet connectivity.
You can also send NR, which acts like NR =0.
Parameter range
0
Default
N/A
!R (Modem Reset)
Forces the cellular component to reboot.
CAUTION! This command is for advanced users, and you should only use it if the cellular
component becomes completely stuck while in Bypass mode. Normal users should never
need to run this command. See the FR (Force Reset) command instead.
Range
N/A
Default
N/A
File system commands
To access the file system, Enter Command mode and use the following commands. All commands
block the AT command processor until completed and only work from Command mode; they are not
valid for API mode or MicroPython's xbee.atcmd() method. Commands are case-insensitive as are file
and directory names. Optional parameters are shown in square brackets ([]).
FS is a command with sub-commands. These sub-commands are arguments to FS.
For FS commands, you have to type AT before the command, for example ATFS PWD,ATFS LS and so
forth.
Error responses
If a command succeeds it returns information such as the name of the current working directory or a
list of files, orOKif there is no information to report. If it fails, you see a detailed error message
instead of the typicalERROR response for a failing ATcommand.The response is a named error code
and a textual description of the error.
Note The exact content of error messages may change in the future. All errors start with a capital E,
followed by one or more uppercase letters and digits, a space, and an description of the error.

AT commands File system commands
Digi XBee Cellular 3G Global Embedded Modem User Guide 127
If writing your own AT command parsing code, you can determine if an FS command response is an
error by checking if the first letter of the response is capital E.
ATFS (File System)
When sent without any parameters, FS prints a list of supported commands.
ATFS PWD
Prints the current working directory, which always starts with/and defaults to/flashat startup.
ATFS CDdirectory
Changes the current working directory todirectory. Prints the current working directory or an error
if unable to change todirectory.
ATFS MDdirectory
Creates the directorydirectory. PrintsOKif successful or an error if unable to create the requested
directory.
ATFS LS [directory]
Lists files and directories in the specified directory. Thedirectoryparameter is optional and defaults
to a period(.), which represents the current directory. The list ends with a blank line.
Entries start with zero or more spaces, followed by filesize or the string<DIR>for directories, then a
single space character and the name of the entry. Directory names end with a forward slash (/) to
differentiate them from files. Secure files end with a hash mark (#) and you cannot download them.
<DIR> ./
<DIR> ../
<DIR> cert/
<DIR> lib/
32 test.txt
1234 secure.bin#
ATFS PUTfilename
Starts a YMODEM receive on the XBee Cellular Modem, storing the received file tofilenameand
ignoring the filename that appears in block 0 of the YMODEM transfer. The XBee Cellular Modem
sends a prompt (Receivingfile with YMODEM...)when it is ready to receive, at which point you
should initiate a YMODEM send in your terminal emulator.
If the command is incorrect, the reply will be an error as described in Error responses.
ATFS XPUTfilename
Similar to thePUTcommand, but stores the file securely on the XBee Cellular Modem. See Secure
files for details on what this means.
If the command is incorrect, the reply will be an error as described in Error responses.

AT commands File system commands
Digi XBee Cellular 3G Global Embedded Modem User Guide 128
ATFS HASHfilename
Print a sha256 hash of a secure file uploaded via the XPUTcommand to allow for verification against a
local copy of the file. On Windows, you can generate a SHA256 hash of a file with the
commandcertutil -hashfile test.txt SHA256.On Mac and Linux useshasum -b -a 256 test.txt.
ATFS GETfilename
Starts a YMODEM send offilenameon the XBee device.When it is ready to send, the XBee Cellular
Modem sends a prompt:(Sendingfile with YMODEM...). When the prompt is sent, you should initiate
a YMODEM receive in your terminal emulator.
If the command is incorrect, the reply will be an error as described in Error responses.
ATFS MVsource_pathdest_path
Moves or renames the selected file or directorysource_pathto the new name or locationdest_
path.This commandfails with an error ifsource_pathdoes not exist, ordest_pathalready exists.
Note Unlike a computer's command prompt which moves a file into the dest_path if it is an existing
directory, you must specify the full name for dest_path.
ATFS RMfile_or_directory
Removes the file or empty directory specified byfile_or_directory.This command fails with an error
iffile_or_directorydoes not exist, is not empty, refers to the current working directory or one of its
parents.
ATFS INFO
Report on the size of the filesystem, showing bytes in use, available, marked bad and total.The report
ends with a blank line, as with most multi-line AT command output. Example output:
204800 used
695296 free
0 bad
900096 total
ATFSFORMAT confirm
Reformats the file system, leaving it with a default directory structure.Pass the word confirm as the
first parameter to confirm the format. The XBee Cellular Modem responds withFormatting..., adds a
period every second until the format is complete and ends the response with a carriage return.

Operate in API mode API mode overview
Digi XBee Cellular 3G Global Embedded Modem User Guide 130
API mode overview
As an alternative to Transparent operating mode, you can use API operating mode. API mode provides
a structured interface where data is communicated through the serial interface in organized packets
and in a determined order. This enables you to establish complex communication between devices
without having to define your own protocol. The API specifies how commands, command responses
and device status messages are sent and received from the device using the serial interface or the
SPIinterface.
We may add new frame types to future versions of firmware, so build the ability to filter out additional
API frames with unknown frame types into your software interface.
Use the AP command to set the operation mode
Use AP (API Enable) to specify the operation mode:
AP command
setting Description
AP = 0 Transparent operating mode, UARTserial line replacement with API modes
disabled. This is the default option.
AP = 1 API operation.
AP = 2 API operation with escaped characters (only possible on UART).
AP = 3 N/A
AP = 4 MicroPython REPL
AP = 5 Bypass mode. This mode is for direct communication with the underlying chip and
is only for advanced users.
The API data frame structure differs depending on what mode you choose.
API frame format
An API frame consists of the following:
nStart delimeter
nLength
nFrame data
nChecksum
API operation (AP parameter = 1)
This is the recommended API mode for most applications. The following table shows the data frame
structure when you enable this mode:

Operate in API mode API frame format
Digi XBee Cellular 3G Global Embedded Modem User Guide 131
Frame fields Byte Description
Start delimiter 1 0x7E
Length 2 - 3 Most Significant Byte, Least Significant Byte
Frame data 4 - number (n) API-specific structure
Checksum n + 1 1 byte
Any data received prior to the start delimiter is silently discarded. If the frame is not received correctly
or if the checksum fails, the XBee replies with a radio status frame indicating the reason for the
failure.
API operation with escaped characters (AP parameter = 2)
Setting API to 2 allows escaped control characters in the API frame. Due to its increased complexity,
we only recommend this API mode in specific circumstances. API 2 may help improve reliability if the
serial interface to the device is unstable or malformed frames are frequently being generated.
When operating in API 2, if an unescaped 0x7E byte is observed, it is treated as the start of a new API
frame and all data received prior to this delimiter is silently discarded. For more information on using
this API mode, see the Escaped Characters and API Mode 2 in the Digi Knowledge base.
API escaped operating mode works similarly to API mode. The only difference is that when working in
API escaped mode, the software must escape any payload bytes that match API frame specific data,
such as the start-of-frame byte (0x7E). The following table shows the structure of an API frame with
escaped characters:
Frame fields Byte Description
Start delimiter 1 0x7E
Length 2 - 3 Most Significant Byte, Least Significant Byte Characters escaped if needed
Frame data 4 - n API-specific structure
Checksum n + 1 1 byte
Start delimiter field
This field indicates the beginning of a frame. It is always 0x7E. This allows the device to easily detect a
new incoming frame.
Escaped characters in API frames
If operating in API mode with escaped characters (AP parameter = 2), when sending or receiving a
serial data frame, specific data values must be escaped (flagged) so they do not interfere with the
data frame sequencing. To escape an interfering data byte, insert 0x7D and follow it with the byte to
be escaped (XORed with 0x20).
The following data bytes need to be escaped:
n0x7E: start delimiter
n0x7D: escape character
n0x11: XON
n0x13: XOFF

Operate in API mode API frame format
Digi XBee Cellular 3G Global Embedded Modem User Guide 132
To escape a character:
1. Insert 0x7D (escape character).
2. Append it with the byte you want to escape, XORed with 0x20.
In API mode with escaped characters, the length field does not include any escape characters in the
frame and the firmware calculates the checksum with non-escaped data.
Example: escape an API frame
To express the following API non-escaped frame in API operating mode with escaped characters:
Start delimiter Length Frame type Frame Data Checksum
Data
7E 00 0F 17 01 00 13 A2 00 40 AD 14 2E FF FE 02 4E 49 6D
You must escape the 0x13 byte:
1. Insert a 0x7D.
2. XOR byte 0x13 with 0x20: 13 ⊕20 = 33
The following figure shows the resulting frame. Note that the length and checksum are the same as
the non-escaped frame.
Start delimiter Length Frame type Frame Data Checksum
Data
7E 00 0F 17 01 00 7D 33 A2 00 40 AD 14 2E FF FE 02 4E 49 6D
The length field has a two-byte value that specifies the number of bytes in the frame data field. It does
not include the checksum field.
Length field
The length field is a two-byte value that specifies the number of bytes contained in the frame data
field. It does not include the checksum field.
Frame data
This field contains the information that a device receives or will transmit. The structure of frame data
depends on the purpose of the API frame:
Start delimiter Length
Frame data
ChecksumFrame type Data
1 2 3 4 5 6 7 8 9 ... n n+1
0x7E MSB LSB APIframe type Data Single byte
nFrame type is the API frame type identifier. It determines the type of API frame and indicates
how the Data field organizes the information.
nData contains the data itself. This information and its order depend on the what type of frame
that the Frame type field defines.
Multi-byte values are sent big-endian.

Operate in API mode API frame format
Digi XBee Cellular 3G Global Embedded Modem User Guide 133
Calculate and verify checksums
To calculate the checksum of an API frame:
1. Add all bytes of the packet, except the start delimiter 0x7E and the length (the second and
third bytes).
2. Keep only the lowest 8 bits from the result.
3. Subtract this quantity from 0xFF.
To verify the checksum of an API frame:
1. Add all bytes including the checksum; do not include the delimiter and length.
2. If the checksum is correct, the last two digits on the far right of the sum equal 0xFF.
Example
Consider the following sample data packet: 7E 00 0A 01 01 50 01 00 48 65 6C 6C 6F B8+
Byte(s) Description
7E Start delimiter
00 0A Length bytes
01 API identifier
01 API frame ID
50 01 Destination address low
00 Option byte
48 65 6C 6C 6F Data packet
B8 Checksum
To calculate the check sum you add all bytes of the packet, excluding the frame delimiter 7E and the
length (the second and third bytes):
7E 00 0A 01 01 50 01 00 48 65 6C 6C 6F B8
Add these hex bytes:
01 + 01 + 50 + 01 + 00 + 48 + 65 + 6C + 6C + 6F = 247
Now take the result of 0x247 and keep only the lowest 8 bits which in this example is 0xC4 (the two
far right digits). Subtract 0x47 from 0xFF and you get 0x3B (0xFF - 0xC4 = 0x3B). 0x3B is the checksum
for this data packet.
If an API data packet is composed with an incorrect checksum, the XBee Cellular Modem will consider
the packet invalid and will ignore the data.
To verify the check sum of an API packet add all bytes including the checksum (do not include the
delimiter and length) and if correct, the last two far right digits of the sum will equal FF.
01 + 01 + 50 + 01 + 00 + 48 + 65 + 6C + 6C + 6F + B8 = 2FF

API frames
The following sections describe the API frames.
AT Command - 0x08 135
Transmit (TX) SMS - 0x1F 136
Transmit (TX) Request: IPv4 - 0x20 137
Tx Request with TLS Profile - 0x23 139
AT Command Response - 0x88 141
Transmit (TX) Status - 0x89 142
Modem Status - 0x8A 144
Receive (RX) Packet: SMS - 0x9F 145
Receive (RX) Packet: IPv4 - 0xB0 146
Digi XBee Cellular 3G Global Embedded Modem User Guide 134

API frames AT Command - 0x08
Digi XBee Cellular 3G Global Embedded Modem User Guide 135
AT Command - 0x08
Description
Use this frame to query or set parameters on the local device. Changes this frame makes to device
parameters take effect after executing the AT command.
Format
The following table provides the contents of the frame. For details on frame structure, see API frame
format.
Field
name
Field
value
Data
type Description
Frame
type
0x08 Byte
Frame ID Byte Identifies the data frame for the host to correlate with a subsequent
ACK. If set to 0, the device does not send a response.
AT
command
Byte Command name: two ASCII characters that identify the AT command.
Parameter
value
Byte If present, indicates the requested parameter value to set the given
register. If no characters are present, it queries the register.

API frames Transmit (TX) SMS - 0x1F
Digi XBee Cellular 3G Global Embedded Modem User Guide 136
Transmit (TX) SMS - 0x1F
Description
Transmit an SMS message. The frame allows international numbers with or without the +prefix. If you
omit +and are dialing internationally, you need to include the proper International Dialing Prefix for
your calling region, for example, 011 for the United States.
Format
The following table provides the contents of the frame. For details on frame structure, see API frame
format.
Field
name Fieldvalue Data type Description
Frametype 0x1F Byte
Frame ID Byte Reference identifier used to match status responses. 0
disables the TX Status frame.
Options Byte Reserved for future use.
Phone
number
20 byte string String representation of phone number terminated
with a null (0x0) byte. Use numbers and the +symbol
only, no other symbols or letters.
Payload Variable
(160characters
maximum)
Data to send as the body of the SMS message.

API frames Transmit (TX) Request: IPv4 - 0x20
Digi XBee Cellular 3G Global Embedded Modem User Guide 137
Transmit (TX) Request: IPv4 - 0x20
Description
A TX Request message causes the device to transmit data in IPv4 format. A TX request frame for a
new destination creates a network socket. After the network socket is established, data from the
network that is received on the socket is sent out the device's serial port in the form of a Receive (RX)
Packet frame.
Format
The following table provides the contents of the frame. For details on frame structure, see API frame
format.
Field name
Field
value Data type Description
Frame type 0x20 Byte
Frame ID Byte Reference identifier used to match status responses. 0
disables the TX Status frame.
Destination
address
32-bit big
endian
Destination port 16-bit
bigendian
Source port 16-bit
bigendian
If the source port is 0, the device attempts to send the frame
data using an existing open socket with a destination that
matches the destination address and destination port fields
of this frame. If there is no matching socket, then the device
attempts to open a new socket.
If the source port is non-zero, the device attempts to send
the frame data using an existing open socket with a source
and destination that matches the source port, destination
address, and destination port fields of this frame. If there is
no matching socket, it returns an error.
Protocol Byte 0 = UDP
1 = TCP
4 = SSL over TCP
Transmitoptions Byte
bitfield
Bit fields are offset 0
Bit field 0 - 7. Bits 0, and 2-7 are reserved, bit 1 is not.
BIT 1 =
1- Terminate the TCP socket after transmission is complete
0- Leave the socket open. Closed by timeout, see TM (IP
Client Connection Timeout).
Ignore this bit for UDP packets.
All other bits are reserved and should be 0.

API frames Transmit (TX) Request: IPv4 - 0x20
Digi XBee Cellular 3G Global Embedded Modem User Guide 138
Field name
Field
value Data type Description
Payload Variable Data to be transferred to the destination, may be up to 1500
bytes.

API frames Tx Request with TLS Profile - 0x23
Digi XBee Cellular 3G Global Embedded Modem User Guide 139
Tx Request with TLS Profile - 0x23
Description
The frame gives greater control to the application over the TLS settings used for a connection.
A TX Request with TLS Profile frame implies the use of TLS and behaves similar to the TX Request
(0x20) frame, with the protocol field replaced with a TLS Profile field to choose from the profiles
configured with the $0, $1, and $2 configuration commands.
Format
The following table provides the contents of the frame. For details on frame structure, see API frame
format.
Field name
Field
value Data type Description
Frame type 0x23 Byte
Frame ID Byte Reference identifier used to match status responses. 0
disables the TX Status frame.
Destination
address
32-bit big
endian
Destination port 16-bit
bigendian
Source port 16-bit
bigendian
If the source port is 0, the device attempts to send the frame
data using an existing open socket with a destination that
matches the destination address and destination port fields
of this frame. If there is no matching socket, then the device
attempts to open a new socket.
If the source port is non-zero, the device attempts to send
the frame data using an existing open socket with a source
and destination that matches the source port, destination
address, and destination port fields of this frame. If there is
no matching socket, the TX Status frame returns an error.
TLS profile Byte Zero-indexed number that indicates the profile as specified
by the corresponding $<num>command.
Transmitoptions Byte
bitfield
Bit fields are offset 0
Bit field 0 - 7. Bits 0, and 2-7 are reserved, bit 1 is not.
BIT 1 =
1- Terminate the TCP socket after transmission is complete
0- Leave the socket open. Closed by timeout, see TM (IP
Client Connection Timeout).
Ignore this bit for UDP packets.
All other bits are reserved and should be 0.

API frames Tx Request with TLS Profile - 0x23
Digi XBee Cellular 3G Global Embedded Modem User Guide 140
Field name
Field
value Data type Description
Payload Variable Data to be transferred to the destination, may be up to 1500
bytes.

API frames AT Command Response - 0x88
Digi XBee Cellular 3G Global Embedded Modem User Guide 141
AT Command Response - 0x88
Description
A device sends this frame in response to an AT Command (0x08) frame. Some commands send back
multiple frames.
Format
The following table provides the contents of the frame. For details on frame structure, see API frame
format.
Field
name
Field
value
Data
type Description
Frame
type
0x88 Byte
Frame ID Byte Identifies the data frame for the host to correlate with a subsequent
ACK. If set to 0, the device does not send a response.
AT
command
Byte Command name: two ASCII characters that identify the AT command.
Status ## Byte 0 = OK
1 = ERROR
2 = Invalid command
3 = Invalid parameter
Parameter
value
Byte Register data in binary format. If the register was set, then this field is
not returned.

API frames Transmit (TX) Status - 0x89
Digi XBee Cellular 3G Global Embedded Modem User Guide 142
Transmit (TX) Status - 0x89
Description
Indicates the success or failure of a transmit operation.
Format
The following table provides the contents of the frame. For details on frame structure, see API frame
format.
Field name Field value Data type Description
Frametype 0x89 Byte
Frame ID Byte Refers to the frame ID specified in a previous transmit
frame
Status Byte Status code (see the table below)
The following table shows the status codes.
Code Description
0x0 Successful transmit
0x21 Failure to transmit to cell network
0x22 Not registered to cell network
0x2c Invalid frame values (check the phone number)
0x31 Internal error
0x32 Resource error (retry operation later)
0x74 Message too long
0x78 Invalid UDP port
0x79 Invalid TCP port
0x7A Invalid host address
0x7B Invalid data mode
0x80 Connection refused
0x81 Socket connection lost
0x82 No server
0x83 Socket closed

API frames Transmit (TX) Status - 0x89
Digi XBee Cellular 3G Global Embedded Modem User Guide 143
Code Description
0x84 Unknown server
0x85 Unknown error
0x86 Invalid TLS configuration (missing file, and so forth)

API frames Modem Status - 0x8A
Digi XBee Cellular 3G Global Embedded Modem User Guide 144
Modem Status - 0x8A
Description
Cellular component status messages are sent from the device in response to specific conditions.
Format
The following table provides the contents of the frame. For details on frame structure, see API frame
format.
Field name Field value Data type Description
Frame type 0x8A Byte
Status ## Byte 0 = Hardware reset or power up
1 = Watchdog timer reset
2 = Registered with cellular network
3 = Unregistered with cellular network
0x0E = Remote Manager connected
0x0F = Remote Manager disconnected

API frames Receive (RX) Packet: SMS - 0x9F
Digi XBee Cellular 3G Global Embedded Modem User Guide 145
Receive (RX) Packet: SMS - 0x9F
Description
This XBee Cellular Modem uses this frame when it receives an SMS message.
Format
The following table provides the contents of the frame. For details on frame structure, see API frame
format.
Field
name
Field
value Data type Description
Frame
Type
0x9F Byte
Phone
number
20 byte
string
String representation of the phone number, padded out with
null bytes (0x0).
Payload Variable Body of the received SMS message.

API frames Receive (RX) Packet: IPv4 - 0xB0
Digi XBee Cellular 3G Global Embedded Modem User Guide 146
Receive (RX) Packet: IPv4 - 0xB0
Description
The XBee Cellular Modem uses this frame when it receives RF data on a network socket that is
created by a TX request frame or configuring C0 (Source Port).
Format
The following table provides the contents of the frame. For details on frame structure, see API frame
format.
Framedatafields Offset Description
Frame type 3 0xB0
IPv4 32-bit source
address
MSB 4 The address in the example below is for a source address of
192.168.0.104.
32-bit big endian.
5
6
7
16-bit destination port MSB 8 The port that the packet was received on.
16-bit big endian.
LSB 9
16-bit source port MSB10 The port that the packet was sent from.
16-bit big endian.
LSB 11
Protocol MSB 12 0 = UDP
1 = TCP
4 = SSL over TCP
Status 13 Reserved
Payload 14 Data received from the source. The maximum size is 1500 bytes.
15
16
17
18

Configure the XBee Cellular Modem using Digi
Remote Manager
Use Digi Remote Manager (https://remotemanager.digi.com/) to perform the operations in this
section. Each operation requires that you enable Remote Manager with the DO command and that
you connect the XBee Cellular Modem to an access point that has an external Internet connection to
allow access to Digi Remote Manager.
Note Digi is consolidating our cloud services, Digi Device Cloud and Digi Remote Manager®, under the
Remote Manager name. This phased process does not affect device functionality or the functionality
of the web services and other features. However, customers will find that some user interface and
firmware functionality mention both Device Cloud and Digi Remote Manager.
Create a Remote Manager account 148
Get the XBee Cellular Modem IMEI number 148
Add a XBee Cellular Modem to Remote Manager 148
Update the firmware 149
Update the firmware using web services 149
Digi XBee Cellular 3G Global Embedded Modem User Guide 147

Configure the XBee Cellular Modem using Digi Remote Manager Create a Remote Manager account
Digi XBee Cellular 3G Global Embedded Modem User Guide 148
Create a Remote Manager account
Digi Remote Manager is an on-demand service with no infrastructure requirements. Remote devices
and enterprise business applications connect to Remote Manager through standards-based web
services. This section describes how to configure and manage an XBee using Remote Manager. For
detailed information on using Remote Manager, refer to the Remote Manager User Guide, available
via the Documentation tab in Remote Manager.
Before you can manage an XBee with Remote Manager, you must create a Remote Manager account.
To create a Remote Manager account:
1. Go to https://www.digi.com/products/cloud/digi-remote-manager.
2. Click 30 DAYFREETRIAL/LOGIN.
3. Follow the online instructions to complete account registration. You can upgrade your
Developer account to a paid account at any time.
When you are ready to deploy multiple XBee Cellular Modems in the field, upgrade your account to
access additional Remote Manager features.
Get the XBee Cellular Modem IMEI number
Before adding an XBee to your Remote Manager account inventory, you need to determine the
International Mobile Equipment Identity (IMEI) number for the device. Use XCTUto view the IMEI
number by querying the IM parameter.
Add a XBee Cellular Modem to Remote Manager
To add an XBee to your Remote Manager account inventory, follow these steps:
Go to https://remotemanager.digi.com/.
1. Log in to your account.
2. Click Device Management >Devices.
3. Click Add Devices. The Add Devices dialog appears.
4. Select IMEI#, and type or paste the IMEI number of the XBee you want to add. The IM
(IMEI)command provides this number.
5. Click Add to add the device. The XBee is added to your inventory.
6. Click OK to close the Add Devices dialog and return to the Devices view.

Configure the XBee Cellular Modem using Digi Remote Manager Update the firmware
Digi XBee Cellular 3G Global Embedded Modem User Guide 149
Update the firmware
XBee Cellular Modem supports Remote Manager firmware updates. To perform a firmware update:
1. Download the updated firmware file for your device from Digi's support site. This is a zip file
containing .ebin and .mxi files for import.
2. Unzip the file.
3. In your Remote Manager account, click Device Management > Devices.
4. Select the first device you want to update.
5. To select multiple devices (must be of the same type), press the Control key and select
additional devices.
6. Click More in the Devices toolbar and select Update Firmware from the Update category of
the More menu. The Update Firmware dialog appears.
7. Click Browse to select the .ebin file that you unzipped earlier.
8. Click Update Firmware. The updated devices automatically reboot when the updates are
complete.
Update the firmware using web services
Remote Manager supports both synchronous and asynchronous firmware update using web services.
The following examples show how to perform an asynchronous firmware update. See the Remote
Manager documentation for more details on firmware updates.
Note You must use XCTU to update the cellular component's firmware.
1. Download the updated firmware file for your device from Digi's support site. This is a zip file
containing .ebin and .mxi files for import.
2. Unzip the file and locate the .ebin inside the unzipped directory.
3. Send an HTTP SCI request to Remote Manager with the contents of the .ebin file converted to
base64 data; see the following example.
Example: update the XBee firmware synchronously with Python 3.0
import base64
import requests
# Location of firmware image
firmware_path = 'XBXC.ebin'
# Remote Manager device ID of the device being updated
device_id = '00010000-00000000-03526130-70153378'
# Remote Manager username and password
username = "my_Remote_manager_username"
password = "my_remote_manager_password"
url = 'https://remotemanager.digi.com/ws/sci'

Configure the XBee Cellular Modem using Digi Remote Manager Update the firmware using web services
Digi XBee Cellular 3G Global Embedded Modem User Guide 150
# Get firmware image
fw_file = open(firmware_path, 'rb')
fw_data = fw_file.read()
fw_data = base64.encodebytes(fw_data).decode('utf-8')
# Form update_firmware request
data = """
<sci_request version="1.0">
<update_firmware filename="firmware.ebin">
<targets>
<device id="{}"/>
</targets>
<data>{}</data>
</update_firmware>
</sci_request>
""".format(device_id, fw_data)
# Post request
r = requests.post(url, auth=(username, password), data=data)
if (r.status_code != 200) or ("error" in r.content.decode('utf-8')):
print("firmware update failed")
else:
print("firmware update success")
Example: use the device's firmware image to update the XBee
firmware synchronously
To update the XBee firmware synchronously with Python 3.0, but using the device firmware image
already uploaded to Remote Manager, upload the device's *.ebin firmware to Remote Manager:
1. Download the updated firmware file for your device from Digi's support site. This is a zip file
containing .ebin and .mxi files for import.
2. Unzip the file and locate the .ebin inside the unzipped directory.
3. Log in to Remote Manager.
4. Click the Data Services tab.
5. Click Data Files.
6. Click Upload Files; browse and select the *.ebin firmware file to upload it.
7. Send an HTTP SCI request to Remote manager with the path of the .ebin file; see the example
below.
import base64
import requests
# Location of firmware image on Remote Manager
firmware_path = '~/XBXC.ebin'
# Remote Manager device ID of the device being updated
device_id = '00010000-00000000-03526130-70153378'
# Remote Manager username and password
username = "my_remote_manager_username"
password = "my_remote_manager_password"

Configure the XBee Cellular Modem using Digi Remote Manager Update the firmware using web services
Digi XBee Cellular 3G Global Embedded Modem User Guide 151
url = 'https://remotemanager.digi.com/ws/sci'
# Form update_firmware request
data = """
<sci_request version="1.0">
<update_firmware filename="firmware.ebin">
<targets>
<device id="{}"/>
</targets>
<file>{}</file>
</update_firmware>
</sci_request>
""".format(device_id, firmware_path)
# Post request
r = requests.post(url, auth=(username, password), data=data)
if (r.status_code != 200) or ("error" in r.content.decode('utf-8')):
print("firmware update failed")
else:
print("firmware update success")

Troubleshooting
This section contains troubleshooting steps for the XBee Cellular Modem.
Cannot find the serial port for the device 153
Correct a macOS Java error 155
Unresponsive cellular component in Bypass mode 156
Not on expected network after APN change 157
Syntax error at line 1 157
Error Failed to send SMS 157
Digi XBee Cellular 3G Global Embedded Modem User Guide 152

Troubleshooting Cannot find the serial port for the device
Digi XBee Cellular 3G Global Embedded Modem User Guide 153
Cannot find the serial port for the device
Condition
In XCTU, the serial port that your device is connected to does not appear.
Solution
1. Click the Discover radio modules button .
2. Select all of the ports to be scanned.
3. Click Next and then Finish. A dialog notifies you of the devices discovered and their details.
4. Remove the development board from the USB port and view which port name no longer
appears in the Discover radio devices list of ports. The port name that no longer appears is
the correct port for the development board.

Troubleshooting Cannot find the serial port for the device
Digi XBee Cellular 3G Global Embedded Modem User Guide 154
Other possible issues
Other reasons that the XBee Cellular Modem is not discoverable include:
1. If you accidentally have the loopback pins jumpered.
2. You may not have a driver installed. If you do not have a driver installed, the item will have an
exclamation point icon next to it in the Windows Device Manager.
3. You may not be using an updated FTDI driver.
a. Click here to download the drivers for your operating system.
b. This may require you to reboot your computer.
c. Disconnect the power and USB from the XBIB-U-DEV board and reconnect it.
4. If you have a driver installed and updated but still have issues, on Windows 10 you may have to
enable VCP on the driver; see Enable Virtual COM port (VCP) on the driver.
Enable Virtual COM port (VCP) on the driver
On Windows 10 computers, if XCTU does not see the devices you have attached to a PC, you may need
to enable VCP on the USB driver.
To enable VCP:
1. Click the Search button.
2. Type Device Manager to search for it.
3. Click Universal Serial Bus controllers.
4. If it displays more than one USB controller, unplug the XBee Cellular Modem and plug it back in
to make sure you choose the correct one.
5. Right-click the USB controller and select Properties; a dialog displays.
6. Select the Advanced tab.
7. Check Load VCP.
8. Click OK.
9. Unplug the board and plug it back in.

Troubleshooting Correct a macOS Java error
Digi XBee Cellular 3G Global Embedded Modem User Guide 155
Correct a macOS Java error
When you use XCTU on macOS computer, you may encounter a Java error.
Condition
When opening XCTU for the first time on a macOS computer, you may see the following error:
Solution
1. Click More info to open a browser window.
2. Click Download to get the file javaforosx.dmg.
3. Double-click on the downloaded javaforosx.dmg.
4. In the dialog, double-click the JavaForOSX.pkg and follow the instructions to install Java.

Troubleshooting Unresponsive cellular component in Bypass mode
Digi XBee Cellular 3G Global Embedded Modem User Guide 156
Unresponsive cellular component in Bypass mode
When in Bypass mode, the XBee Cellular Modem does not automatically reset or reboot the cellular
component if it becomes unresponsive.
Condition
In Bypass mode, the XBee Cellular Modem does not respond to commands.
Solution
1. Query the AI (Association Indication) parameter to determine whether the cellular component
is connected to the XBee Cellular Modem software. If AIis 0x2F, Bypass mode should work. If
not, look at the status codes in AI (Association Indication) for guidance.
2. You can send the !R (Modem Reset) command to reset only the cellular component.

Troubleshooting Not on expected network after APN change
Digi XBee Cellular 3G Global Embedded Modem User Guide 157
Not on expected network after APN change
Condition
The XBee Cellular Modem is not on the expected network after a change to the AN (Access Point
Name) command.
Solution
Send ATNR0 to reset Internet connectivity. See NR (Network Reset) for more information.
Syntax error at line 1
You may get a syntax error at line 1 error after pasting example MicroPython code and pressing
Ctrl+D.
Solution
This commonly happens when you accidentally type a character at the beginning of line 1 before
pasting the code.
Error Failed to send SMS
In MicroPython, you consistently get Error Failed to send SMS messages.
Solution
Your device cannot connect to the cell network. The reason may be:
1. The antenna is improperly or loosely connected.
2. The device is at a location where cellular service cannot reach. If the device is connected to the
network, the red LED blinks about twice in a second. If it is not connected it does not blink; see
The Associate LED.
3. You SIMcard is out of SMS text quota.
4. The device is not getting enough current, for example if power is being supplied only by USB to
the XBIB development board, rather than using an additional external power supply.

Regulatory information Modification statement
Digi XBee Cellular 3G Global Embedded Modem User Guide 159
Modification statement
Digi International has not approved any changes or modifications to this device by the user. Any
changes or modifications could void the user’s authority to operate the equipment.
Digi International n’approuve aucune modification apportée à l’appareil par l’utilisateur, quelle qu’en soit
la nature. Tout changement ou modification peuvent annuler le droit d’utilisation de l’appareil par
l’utilisateur.
Interference statement
This device complies with Part 15 of the FCC Rules and Industry Canada license-exempt RSS standard
(s). Operation is subject to the following two conditions: (1) this device may not cause interference,
and (2) this device must accept any interference, including interference that may cause undesired
operation of the device.
Le présent appareil est conforme aux CNR d'Industrie Canada applicables aux appareils radio exempts de
licence. L'exploitation est autorisée aux deux conditions suivantes : (1) l'appareil ne doit pas produire de
brouillage, et (2) l'utilisateur de l'appareil doit accepter tout brouillage radioélectrique subi, même si le
brouillage est susceptible d'en compromettre le fonctionnement.
Antennas
FCC (USA) exposure notice
This equipment complies with FCC radiation exposure limits prescribed for an uncontrolled
environment for fixed and mobile use conditions.
This equipment should be installed and operated with a minimum distance of 20 cm between the
radiator and the body of the user or nearby persons. This transmitter must not be co-located or
operating in conjunction with any other antenna or transmitter except in accordance with FCC
procedures and as authorized in the module certification filing.
The gain of the system antenna(s) used for SARA-U201 modules (i.e. the combined transmission line,
mconnector, cable losses and radiating element gain) must not exceed 3.42 dBi (850 MHz) and 1.51
dBi (1900 MHz) for mobile and fixed or mobile operating configurations.
Frequency band gain Maximum
Band 5 (850 MHz) 3.42 dBi
Band 2 (1900 MHz) 1.51 dBi
ISED (Canada) exposure notice
This equipment complies with radiation exposure limits prescribed for an uncontrolled environment
for fixed and mobile use conditions.
This equipment should be installed and operated with a minimum distance of 20 cm between the
radiator and the body of the user or nearby persons. This transmitter must not be co-located or
operating in conjunction with any other antenna or transmitter except in accordance with ISED
procedures and as authorized in the module certification filing.
The gain of the system antenna(s) used for SARA-U201 modules (i.e. the combined transmission line,
connector, cable losses and radiating element gain) must not exceed 0.61 dBi (850 MHz) and 1.51 dBi
(1900 MHz) for mobile and fixed or mobile operating configurations.

Regulatory information FCC Class B digital device notice
Digi XBee Cellular 3G Global Embedded Modem User Guide 160
Frequency band gain Maximum
Band 5 (850 MHz) 0.61 dBi
Band 2 (1900 MHz) 1.51 dBi
FCC Class B digital device notice
This equipment has been tested and found to comply with the limits for a Class B digital device,
pursuant to part 15 of the FCC Rules. These limits are designed to provide reasonable protection
against harmful interference in a residential installation. This equipment generates, uses and can
radiate radio frequency energy and, if not installed and used in accordance with the instructions, may
cause harmful interference to radio communications. However, there is no guarantee that
interference will not occur in a particular installation. If this equipment does cause harmful
interference to radio or television reception, which can be determined by turning the equipment off
and on, the user is encouraged to try to correct the interference by one or more of the following
measures:
nReorient or relocate the receiving antenna.
nIncrease the separation between the equipment and receiver.
nConnect the equipment into an outlet on a circuit different from that to which the receiver is
connected.
nConsult the dealer or an experienced radio/TV technician for help.
Labeling requirements for the host device
The device shall be properly labeled to identify the product within the host device. The certification
labels of the module shall be clearly visible at all times when installed in the host device, otherwise the
host device must be labeled to display the FCC ID and IC of the module, preceded by the words
"Contains transmitter module", or the word "Contains", or similar wording expressing the same
meaning, as follows:
Contains FCC ID: XPY1CGM5NNN
Contains IC: 8595A-1CGM5NNN
L'appareil hôte doit être étiqueté comme il faut pour permettre l'identification des modules qui s'y
trouvent. L'étiquettes de certification du module donné doit être posée sur l'appareil hôte à un endroit bien
en vue en tout temps. En l'absence d'étiquette, l'appareil hôte doit porter une étiquette donnant le FCC ID et
le IC du module, précédé des mots « Contient un module d'émission », du mot « Contient » ou d'une
formulation similaire exprimant le même sens, comme suit:
Contains FCC ID: XPY1CGM5NNN
Contains IC: 8595A-1CGM5NNN
CAN ICES-3 (B) / NMB-3 (B)
This Class B digital apparatus complies with Canadian ICES-003.
Cet appareil numérique de classe B est conforme à la norme canadienne ICES-003.
Europe (CE)
The XBee Cellular Modem has been tested for use in several European countries. For a complete list,
refer to www.digi.com/resources/certifications.

Regulatory information Europe (CE)
Digi XBee Cellular 3G Global Embedded Modem User Guide 161
If the XBee Cellular Modems is incorporated into a product, the manufacturer must ensure compliance
of the final product with articles 3.1a and 3.1b of the Radio Equipment Directive. A Declaration of
Conformity must be issued for each of these standards and kept on file as described in the Radio
Equipment Directive.
Furthermore, the manufacturer must maintain a copy of the XBee Cellular Modem user guide
documentation and ensure the final product does not exceed the specified power ratings, antenna
specifications, and/or installation requirements as specified in the user guide.
Maximum power and frequency specifications
Maximum power:
n2 W (33 dBm) Equivalent Isotropically Radiated Power (EIRP) at normal condition.
Supported bands:
nCellular band 1 2100 MHz UL 1920 to 1980 MHz DL 2110 to 2170 MHz
nCellular band 8 900 MHz UL 880 to 915 MHz DL 925 to 960 MHz
nCellular band 19 800 MHz UL 830 to 845 MHz DL 875 to 890 MHz 2 W (33 dBm)
OEM labeling requirements
The “CE” marking must be affixed to a visible location on the OEM product. The following figure shows
CE labeling requirements.
The CE mark shall consist of the initials “CE” taking the following form:
nIf the CE marking is reduced or enlarged, the proportions given in the above graduated
drawing must be respected.
nThe CE marking must have a height of at least 5 mm except where this is not possible on
account of the nature of the apparatus.
nThe CE marking must be affixed visibly, legibly, and indelibly.

Regulatory information ACMA (Australia)
Digi XBee Cellular 3G Global Embedded Modem User Guide 162
Important note
Digi customers assume full responsibility for learning and meeting the required guidelines for each
country in their distribution market. Refer to the radio regulatory agency in the desired countries of
operation for more information.
Declarations of conformity
Digi has issued Declarations of Conformity for the XBee RF Modules concerning emissions, EMC, and
safety. For more information, see www.digi.com/resources/certifications.
ACMA (Australia)
This certification applies to the XBee Cellular Modem.
This module complies with requirements to be used in end products in Australia. All products with EMC
and radio communications must have a registered RCM mark. Registration to use the compliance
mark will only be accepted from Australian manufacturers or importers, or their agent, in Australia. In
order to have an RCM mark on an end product, a company must comply with a or b below:
a. Have a company presence in Australia.
b. Have a company/distributor/agent in Australia that will sponsor the import of the end product.
Contact Digi for questions related to locating a contact in Australia.
RSM (New Zealand)
This certification applies to the XBee Cellular Modem.
This module complies with requirements to be used in end products in New Zealand. All products with
EMC and radio communications must have a registered R-NZ mark. Registration to use the
compliance mark will only be accepted from manufacturers or importers, or their agent, in New
Zealand. In order to have an R-NZ mark on an end product, a company must comply with a or b below:
a. Have a company presence in New Zealand.
b. Have a company/distributor/agent in New Zealand that will sponsor the import of the end
product.
Contact Digi for questions related to locating a contact in New Zealand.












