ETAJ_RDMUsageGuide ETAJ RDMUsage Guide
User Manual:
Open the PDF directly: View PDF .
Page Count: 156 [warning: Documents this large are best viewed by clicking the View PDF Link!]
- Chapter 1 Introduction
- Chapter 2 Domain Model Overview
- Chapter 3 Login Domain
- Chapter 4 Source Directory Domain
- 4.1 Description
- 4.2 Usage
- 4.3 Data
- 4.3.1 Source Directory Refresh and Update Payload
- 4.3.1.1 Source Directory Info Filter Entry
- 4.3.1.2 Source Directory State Filter Entry
- 4.3.1.3 Source Directory Group Filter Entry
- 4.3.1.4 Source Directory Load Filter Entry
- 4.3.1.5 Source Directory Data Filter Entry
- 4.3.1.6 Source Directory Link Filter Entry
- 4.3.1.7 Source Directory Sequenced Multicast Filter Entry
- 4.3.2 Source Directory ConsumerStatus Generic Message Payload
- 4.3.1 Source Directory Refresh and Update Payload
- 4.4 Special Semantics
- 4.5 Source Directory Sample XML
- Chapter 5 Dictionary Domain
- 5.1 Description
- 5.2 Decoding Field List Contents with Field and Enumerated Types Dictionaries
- 5.3 Usage
- 5.4 Payload and Summary Data for the Refresh Message
- 5.5 Field Dictionary
- 5.6 Enumerated Types Dictionary
- 5.7 Global Field Set Definition Payload
- 5.8 Global Element Set Definition Payload
- 5.9 Special Semantics
- 5.10 Other Dictionary Types
- 5.11 Dictionary Sample XML
- 5.12 Dictionary Utility Functions
- Chapter 6 Market Price Domain
- Chapter 7 Market By Order Domain
- Chapter 8 Market By Price Domain
- Chapter 9 Market Maker Domain
- Chapter 10 Yield Curve Domain
- Chapter 11 Symbol List Domain


Document Version: 3.3.0
Date of issue: 26 March 2019
Document ID: ETAJ330UMRDM.190
Transport API Java Edition
V3.3.x
RDM USAGE GUIDE
JAVA EDITION
Transport API Java Edition 3.3.x – RDM Usage Guide ii
ETAJ330UMRDM.190
Legal Information
© Thomson Reuters 2015 - 2019. All rights reserved.
Thomson Reuters, by publishing this document, does not guarantee that any information contained herein is and will remain accurate or that
use of the information will ensure correct and faultless operation of the relevant service or equipment. Thomson Reuters, its agents and
employees, shall not be held liable to or through any user for any loss or damage whatsoever resulting from reliance on the information
contained herein.
This document contains information proprietary to Thomson Reuters and may not be reproduced, disclosed, or used in whole or part without
the express written permission of Thomson Reuters.
Any Software, including but not limited to, the code, screen, structure, sequence, and organization thereof, and Documentation are protected
by national copyright laws and international treaty provisions. This manual is subject to U.S. and other national export regulations.
Nothing in this document is intended, nor does it, alter the legal obligations, responsibilities or relationship between yourself and Thomson
Reuters as set out in the contract existing between us.
Transport API 3.3.x Java Edition – RDM Usage Guide iii
ETAJ330UMRDM.190
Contents
Contents
Chapter 1 Introduction ...................................................................................................................... 1
1.1 About this Manual ........................................................................................................................................... 1
1.2 Audience ......................................................................................................................................................... 1
1.3 Open Message Model (OMM)......................................................................................................................... 1
1.4 Reuters Wire Format (RWF) ........................................................................................................................... 1
1.5 References...................................................................................................................................................... 2
1.6 Documentation Feedback ............................................................................................................................... 2
1.7 Conventions .................................................................................................................................................... 2
1.7.1 Typographic.............................................................................................................................................. 2
1.7.2 General Transport API Syntax.................................................................................................................. 3
1.7.3 Definitions and Standard Behaviors ......................................................................................................... 3
1.8 Acronyms and Abbreviations .......................................................................................................................... 4
1.9 What’s New ..................................................................................................................................................... 4
Chapter 2 Domain Model Overview.................................................................................................. 5
2.1 What is a Domain Message Model? ............................................................................................................... 5
2.2 Reuters Domain Models (RDMs) Vs User-Defined Models ............................................................................ 5
2.2.1 Reuters Domain Models (RDMs).............................................................................................................. 5
2.2.2 User-Defined Domain Model .................................................................................................................... 6
2.2.3 Domain Message Model Creation ............................................................................................................ 6
2.3 ........................................................................................................................................................................ 7
2.4 OMM Consumer / OMM Interactive Provider Initial Interaction....................................................................... 8
2.5 OMM Non-Interactive Provider Initial Interaction ............................................................................................ 9
2.6 Sending and Receiving Content.................................................................................................................... 10
2.7 General Transport API Concepts .................................................................................................................. 11
2.7.1 Snapshot and Streaming Requests........................................................................................................ 11
2.7.2 Multi-Part Messages............................................................................................................................... 11
2.7.3 Reissue Requests and Pause/Resume.................................................................................................. 11
2.7.4 Rippling Fields ........................................................................................................................................ 12
2.7.5 Dynamic View......................................................................................................................................... 12
2.7.6 Batch Request ........................................................................................................................................ 12
2.7.7 Posting.................................................................................................................................................... 12
Chapter 3 Login Domain ................................................................................................................. 13
3.1 Description .................................................................................................................................................... 13
3.2 Usage............................................................................................................................................................ 14
3.2.1 Login Request Message......................................................................................................................... 14
3.2.2 Login Request Elements......................................................................................................................... 16
3.2.3 Login Refresh Message.......................................................................................................................... 19
3.2.4 Login Refresh Elements ......................................................................................................................... 21
3.2.5 Login Status Message ............................................................................................................................ 26
3.2.6 Login Status Elements............................................................................................................................ 27
3.2.7 Login Update Message........................................................................................................................... 27
3.2.8 Login Close Message ............................................................................................................................. 28
3.2.9 Login Generic Message Use .................................................................................................................. 28
3.2.10 Login Post Message ............................................................................................................................... 29
3.2.11 Login Ack Message ................................................................................................................................ 29
3.3 Data............................................................................................................................................................... 30
3.3.1 Login Refresh Message Payload............................................................................................................ 30
3.3.2 Login Generic Message Payload............................................................................................................ 32
3.4 Special Semantics......................................................................................................................................... 33
Transport API 3.3.x Java Edition – RDM Usage Guide iv
ETAJ330UMRDM.190
3.4.1 Authentication and Login Handling......................................................................................................... 33
3.4.2 Negotiating msgKey.attrib Parameters................................................................................................... 33
3.4.3 Group and Service Status....................................................................................................................... 33
3.4.4 Single Open and Allow Suspect Data Behavior...................................................................................... 34
3.5 Login Sample XML........................................................................................................................................ 35
3.5.1 Login Request Message Sample XML ................................................................................................... 35
3.5.2 Login Refresh Message Sample XML .................................................................................................... 36
Chapter 4 Source Directory Domain .............................................................................................. 37
4.1 Description .................................................................................................................................................... 37
4.2 Usage............................................................................................................................................................ 38
4.2.1 Source Directory Request Message....................................................................................................... 38
4.2.2 Source Directory Refresh Message........................................................................................................ 40
4.2.3 Source Directory Update Message......................................................................................................... 41
4.2.4 Source Directory Status Message .......................................................................................................... 42
4.2.5 Source Directory Generic Message........................................................................................................ 43
4.3 Data............................................................................................................................................................... 44
4.3.1 Source Directory Refresh and Update Payload...................................................................................... 44
4.3.2 Source Directory ConsumerStatus Generic Message Payload.............................................................. 55
4.4 Special Semantics......................................................................................................................................... 55
4.4.1 Multiple Streams..................................................................................................................................... 55
4.4.2 ServiceState and AcceptingRequests .................................................................................................... 55
4.4.3 Service and Group Status Values........................................................................................................... 57
4.4.4 Removing a Service................................................................................................................................ 57
4.4.5 Non-existent Services............................................................................................................................. 57
4.5 Source Directory Sample XML...................................................................................................................... 58
4.5.1 Source Directory Request Message Sample XML ................................................................................. 58
4.5.2 Source Directory Refresh Message Sample XML .................................................................................. 58
Chapter 5 Dictionary Domain ......................................................................................................... 60
5.1 Description .................................................................................................................................................... 60
5.2 Decoding Field List Contents with Field and Enumerated Types Dictionaries.............................................. 61
5.3 Usage............................................................................................................................................................ 62
5.3.1 Dictionary Request Message.................................................................................................................. 62
5.3.2 Dictionary Refresh Message................................................................................................................... 64
5.3.3 Dictionary Status Message..................................................................................................................... 65
5.4 Payload and Summary Data for the Refresh Message................................................................................. 66
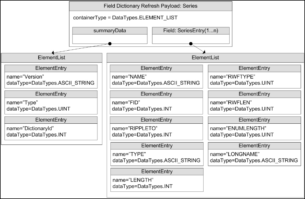
5.5 Field Dictionary ............................................................................................................................................. 67
5.5.1 Field Dictionary Payload......................................................................................................................... 67
5.5.2 Field Dictionary File Format.................................................................................................................... 69
5.6 Enumerated Types Dictionary....................................................................................................................... 73
5.6.1 Enumerated Types Dictionary Payload .................................................................................................. 73
5.6.2 Enumerated Types Dictionary File Format ............................................................................................. 75
5.7 Global Field Set Definition Payload............................................................................................................... 78
5.8 Global Element Set Definition Payload ......................................................................................................... 81
5.9 Special Semantics......................................................................................................................................... 82
5.9.1 DictionaryId............................................................................................................................................. 82
5.9.2 DictionariesProvided and DictionariesUsed............................................................................................ 82
5.9.3 Version Information................................................................................................................................. 82
5.10 Other Dictionary Types ................................................................................................................................. 83
5.11 Dictionary Sample XML................................................................................................................................. 85
5.11.1 Dictionary Request Message Sample XML ............................................................................................ 85
5.11.2 Field Dictionary Refresh Message Sample XML .................................................................................... 85
5.11.3 Enumerated Types Dictionary Refresh Message Sample XML.............................................................. 86
5.12 Dictionary Utility Functions............................................................................................................................ 88
Transport API 3.3.x Java Edition – RDM Usage Guide v
ETAJ330UMRDM.190
5.12.1 Example: Basic Dictionary Use............................................................................................................... 90
5.12.2 Example: Dictionary Lookup Using a FieldId.......................................................................................... 91
Chapter 6 Market Price Domain...................................................................................................... 92
6.1 Description .................................................................................................................................................... 92
6.2 Usage............................................................................................................................................................ 92
6.2.1 Market Price Request Message.............................................................................................................. 92
6.2.2 Market Price Refresh Message .............................................................................................................. 94
6.2.3 Market Price Update Message ............................................................................................................... 95
6.2.4 Market Price Status Message................................................................................................................. 97
6.2.5 Market Price Post Message.................................................................................................................... 97
6.3 Data: Market Price Refresh Message / Update Message Payload ............................................................... 98
6.4 Market Price Sample XML ............................................................................................................................ 98
6.4.1 Market Price Request Message Sample XML........................................................................................ 98
6.4.2 Market Price Refresh Message Sample XML......................................................................................... 98
Chapter 7 Market By Order Domain............................................................................................. 100
7.1 Description .................................................................................................................................................. 100
7.2 Usage.......................................................................................................................................................... 100
7.2.1 Market By Order Request Message ..................................................................................................... 100
7.2.2 Market By Order Refresh Message ...................................................................................................... 102
7.2.3 Market By Order Update Message ....................................................................................................... 103
7.2.4 Market By Order Status Message......................................................................................................... 104
7.2.5 Market By Order Post Message............................................................................................................ 104
7.3 Data............................................................................................................................................................. 105
7.3.1 Market By Order Refresh / Update Payload ......................................................................................... 105
7.3.2 Summary Data...................................................................................................................................... 106
7.3.3 MapEntry Contents............................................................................................................................... 106
7.4 Market By Order Sample XML .................................................................................................................... 106
7.4.1 Market By Order Request Message Sample XML................................................................................ 106
7.4.2 Market By Order Refresh Message Sample XML................................................................................. 107
Chapter 8 Market By Price Domain.............................................................................................. 109
8.1 Description .................................................................................................................................................. 109
8.2 Usage.......................................................................................................................................................... 109
8.2.1 Market By Price Request Message ...................................................................................................... 109
8.2.2 Market By Price Refresh Message ....................................................................................................... 110
8.2.3 Market By Price Update Message ........................................................................................................ 112
8.2.4 Market By Price Status Message.......................................................................................................... 113
8.2.5 Market By Price Post Message............................................................................................................. 113
8.3 Data............................................................................................................................................................. 114
8.3.1 Market By Price Refresh/Update Payload ............................................................................................ 114
8.3.2 Summary Data...................................................................................................................................... 114
8.3.3 MapEntry Contents............................................................................................................................... 114
8.4 Market By Price Sample XML ..................................................................................................................... 115
8.4.1 Market By Price Request Message Sample XML................................................................................. 115
8.4.2 Market By Price Refresh Message Sample XML.................................................................................. 115
Chapter 9 Market Maker Domain .................................................................................................. 117
9.1 Description .................................................................................................................................................. 117
9.2 Usage.......................................................................................................................................................... 117
9.2.1 Market Maker Request Message.......................................................................................................... 117
9.2.2 Market Maker Refresh Message........................................................................................................... 119
9.2.3 Market Maker Update Message............................................................................................................ 120
Transport API 3.3.x Java Edition – RDM Usage Guide vi
ETAJ330UMRDM.190
9.2.4 Market Maker Status Message............................................................................................................. 121
9.2.5 Market Maker Post Message................................................................................................................ 121
9.3 Data............................................................................................................................................................. 122
9.3.1 Market Maker Refresh/Update Payload................................................................................................ 122
9.3.2 Summary Data...................................................................................................................................... 122
9.3.3 MapEntry Contents............................................................................................................................... 122
9.4 Market Maker Sample XML......................................................................................................................... 123
9.4.1 Market Maker Request Message Sample XML .................................................................................... 123
9.4.2 Market Maker Refresh Message Sample XML..................................................................................... 123
Chapter 10 Yield Curve Domain ..................................................................................................... 126
10.1 Description .................................................................................................................................................. 126
10.2 Usage.......................................................................................................................................................... 126
10.2.1 Yield Curve Request Message ............................................................................................................. 126
10.2.2 Yield Curve Refresh Message.............................................................................................................. 128
10.2.3 Yield Curve Update Message............................................................................................................... 129
10.2.4 Yield Curve Status Message ................................................................................................................ 130
10.2.5 Yield Curve Domain Post Message...................................................................................................... 130
10.3 Data............................................................................................................................................................. 131
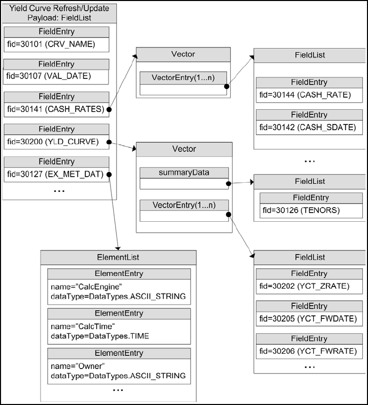
10.3.1 Yield Curve Refresh/Update Payload................................................................................................... 131
10.3.2 Summary Data...................................................................................................................................... 132
10.3.3 Yield Curve Input and Output Entries ................................................................................................... 132
10.4 .................................................................................................................................................................... 132
10.5 Yield Curve Sample XML ............................................................................................................................ 133
10.5.1 Yield Curve Request Message Sample XML........................................................................................ 133
10.5.2 Yield Curve Refresh Message Sample XML ........................................................................................ 133
Chapter 11 Symbol List Domain..................................................................................................... 136
11.1 Description .................................................................................................................................................. 136
11.2 Usage.......................................................................................................................................................... 136
11.2.1 Symbol List Request Message ............................................................................................................. 136
11.2.2 Symbol List Refresh Message.............................................................................................................. 138
11.2.3 Symbol List Update Message............................................................................................................... 139
11.2.4 Symbol List Status Message ................................................................................................................ 140
11.3 Data............................................................................................................................................................. 140
11.3.1 Symbol List Request Payload............................................................................................................... 140
11.3.2 Symbol List Data Streams .................................................................................................................... 141
11.3.3 Symbol List Refresh/Update Payload................................................................................................... 142
11.4 Symbol List Sample XML ............................................................................................................................ 142
11.4.1 Symbol List Request Message Sample XML........................................................................................ 142
11.4.2 Symbol List Refresh Message Sample XML ........................................................................................ 142
Appendix A UpdateEventTypes........................................................................................................ 144
Appendix B Revision History............................................................................................................ 145
Transport API 3.3.x Java Edition – RDM Usage Guide vii
ETAJ330UMRDM.190
List of Figures
Contents
Figure 1. OMM Consumer and Interactive Provider Initial Interactions.......................................................................... 8
Figure 2. OMM Non-Interactive Provider Initial Interaction ............................................................................................ 9
Figure 3. General Domain Use..................................................................................................................................... 10
Figure 4. Login Refresh Message Payload .................................................................................................................. 30
Figure 5. Source Directory Refresh and Update Message Payload............................................................................. 44
Figure 6. FieldList Referencing Field Dictionary .................................................................................................... 61
Figure 7. FieldEntry Referencing an Enumerated Types Table.............................................................................. 62
Figure 8. Field Dictionary Payload ............................................................................................................................... 67
Figure 9. Field Dictionary File Format Sample ............................................................................................................. 69
Figure 10. Field Dictionary Tagged Attributes Sample................................................................................................... 69
Figure 11. Enumerated Types Dictionary Refresh Message Payload............................................................................ 73
Figure 12. Global Field Set Definition Payload............................................................................................................... 78
Figure 13. Global Element Set Definition Payload ......................................................................................................... 81
Figure 14. Enumerated Type Dictionary Refresh Message Sample XML Message Layout .......................................... 87
Figure 15. Market Price Request Message Sample XML Message Layout ................................................................... 98
Figure 16. Market Price Refresh Message Sample XML Message Layout.................................................................... 99
Figure 17. .................................................................................................................................................................... 105
Figure 18. Market By Order Request Message Sample XML Message Layout........................................................... 107
Figure 19. Market By Order Refresh Message Sample XML Message Layout............................................................ 108
Figure 20. Market By Price Request Message Sample XML Message Layout............................................................ 115
Figure 21. Market By Price Refresh Message Sample XML Message Layout............................................................. 116
Figure 22. .................................................................................................................................................................... 122
Figure 23. Market Maker Request Message Sample XML Message Layout ............................................................... 123
Figure 24. Market Maker Refresh Message Sample XML Message Layout ................................................................ 125
Figure 25. Yield Curve Payload Example..................................................................................................................... 131
Figure 26. Yield Curve Request Message Sample XML Message Layout................................................................... 133
Figure 27. Yield Curve Refresh Message Sample XML Message Layout ................................................................... 134
Figure 28. Symbol List Request Message Sample XML Message Layout................................................................... 142
Figure 29. Symbol List Refresh Message Sample XML Message Layout ................................................................... 143
Transport API 3.3.x Java Edition – RDM Usage Guide viii
ETAJ330UMRDM.190
List of Tables
Contents
Table 1: Acronyms and Abbreviations .......................................................................................................................... 4
Table 2: Reuters Domain Model Overview ................................................................................................................... 5
Table 3: Login Request Message Member Use.......................................................................................................... 14
Table 4: Login Request msgKey.attrib Elements.................................................................................................. 16
Table 5: Login Refresh Message Member Use........................................................................................................... 19
Table 6: Login Refresh msgKey.attrib Elements................................................................................................... 21
Table 7: Login Status Message Member Use ............................................................................................................. 26
Table 8: Login Status msgKey.attrib Elements..................................................................................................... 27
Table 9: Login Close Message Member Use .............................................................................................................. 28
Table 10: Login Generic Message Member Use........................................................................................................... 28
Table 11: Login Refresh.Payload Vector.SummaryData’s ElementList Contents.............................................. 31
Table 12: Login Refresh.Payload VectorEntry’s ElementList Contents .................................................................. 31
Table 13: GenericMsg.Payload Map's MapEntry Information................................................................................. 32
Table 14: Login GenericMsg.Payload MapEntry Elements................................................................................... 32
Table 15: SingleOpen and AllowSuspectData Handling ............................................................................................... 34
Table 16: Source Directory Request Message Member Use........................................................................................ 38
Table 17: Source Directory Refresh Message Member Use......................................................................................... 40
Table 18: Source Directory Update Message Member Use.......................................................................................... 41
Table 19: Source Directory Status Message Member Use ........................................................................................... 42
Table 20: Source Directory Generic Message Member Use......................................................................................... 43
Table 21: Source Directory Map Contents..................................................................................................................... 44
Table 22: Source Directory MapEntry Filter Entries.................................................................................................... 45
Table 23: Source Directory Info Filter Entry Elements .................................................................................................. 46
Table 24: Source Directory State FilterEntry Elements ......................................................................................... 49
Table 25: Source Directory Group FilterEntry Elements........................................................................................ 51
Table 26: Source Directory Load FilterEntry Elements.......................................................................................... 52
Table 27: Source Directory Data FilterEntry Elements.......................................................................................... 52
Table 28: Source Directory Link FilterEntry Map Contents.................................................................................... 53
Table 29: Source Directory Sequenced Multicast FilterEntry Map Contents......................................................... 54
Table 30: Source Directory Sequenced Multicast FilterEntry Vector Contents ..................................................... 54
Table 31: Source Directory GenericMsg MapEntry ............................................ 55
Table 32: Source Directory Generic Message MapEntry Elements............................................................................ 55
Table 33: ServiceState and AcceptingRequests........................................................................................................... 56
Table 34: Dictionary Request Message Member Use................................................................................................... 62
Table 35: Dictionary Request Message Member Use................................................................................................... 64
Table 36: Dictionary Status Message Member Use...................................................................................................... 65
Table 37: Dictionary summaryData......................................................... 66
Table 38: Field Dictionary Element Entries ................................................................................................................... 68
Table 39: Field Dictionary File Tag Information ............................................................................................................ 70
Table 40: Field Dictionary File Column Names and ElementEntry Names .............................................................. 70
Table 41: Field Dictionary Type Keywords and Their Data Types ................................................................................ 71
Table 42: Marketfeed to RWF Mappings in RDMFieldDictionary.................................................................................. 72
Table 43: Element Entries Describing Each Enumerated Type Table .......................................................................... 74
Table 44: Enumerated Type Dictionary File Tag Information........................................................................................ 76
Table 45: RWF EnumType Dictionary File Format Reference Fields ........................................................................... 77
Table 46: RWF EnumType Dictionary File Values........................................................................................................ 77
Table 47: Set Definition Enumerations.......................................................................................................................... 79
Table 48: Other Dictionary Types ................................................................................................................................. 83
Table 49: Dictionary Helper Functions .......................................................................................................................... 88
Table 50: Market Price Request Message Member Use .............................................................................................. 92
Table 51: Market Price Refresh Message Member Use ............................................................................................... 94
Transport API 3.3.x Java Edition – RDM Usage Guide ix
ETAJ330UMRDM.190
Table 52: Market Price Update Message Member Use ................................................................................................ 95
Table 53: Market Price Status Message Member Use.................................................................................................. 97
Table 54: Market By Order Request Message Member Use ...................................................................................... 100
Table 55: Market By Order Refresh Message Member Use ....................................................................................... 102
Table 56: Market By Order Update Message Member Use ........................................................................................ 103
Table 57: Market By Order Status Message Member Use ......................................................................................... 104
Table 58: Market By Order Map.................................................................................................................................. 105
Table 59: Market By Price Request Message Member Use ....................................................................................... 109
Table 60: Market By Price Refresh Message Member Use ........................................................................................ 110
Table 61: Market By Price Update Message Member Use ......................................................................................... 112
Table 62: Market By Price Status Message Member Use .......................................................................................... 113
Table 63: Market By Price Map................................................................................................................................... 114
Table 64: Market Maker Request Message Member Use........................................................................................... 117
Table 65: Market Maker Refresh Message Member Use ........................................................................................... 119
Table 66: Market Maker Update Message Member Use ............................................................................................ 120
Table 67: Market Maker Status Message Member Use.............................................................................................. 121
Table 68: Market Maker Map ...................................................................................................................................... 122
Table 69: Yield Curve Request Message Member Use .............................................................................................. 126
Table 70: Yield Curve Refresh Message Member Use............................................................................................... 128
Table 71: Yield Curve Update Message Member Use................................................................................................ 129
Table 72: Yield Curve Status Message Member Use ................................................................................................. 130
Table 73: Yield Curve Inputs and Outputs .................................................................................................................. 132
Table 74: Symbol List Request Message Member Use .............................................................................................. 136
Table 75: Symbol List Refresh Message Member Use............................................................................................... 138
Table 76: Symbol List Update Message Member Use................................................................................................ 139
Table 77: Symbol List Status Message Member Use ................................................................................................. 140
Table 78: Symbol List Behaviors Element .................................................................................................................. 140
Table 79: Symbol List Behaviors Element .................................................................................................................. 141
Table 80: Symbol List Refresh/Update Map ............................................................................................................... 142
Table 1: UpdateEventTypes...................................................................................................................................... 144
Table 2: Document Revision History......................................................................................................................... 145

Chapter 1 Introduction
Transport API 3.3.x Java Edition – RDM Usage Guide 1
ETAJ330UMRDM.190
Chapter 1 Introduction
1.1 About this Manual
This manual describes how the Reuters Domain Models (RDM) are defined in terms of the Open Message Model (OMM).
Data conforming to RDM is available via Thomson Reuters Enterprise Platform (TREP), EleKtron, and Reuters Data Feed
Direct (RDFD) using the Transport API.
1.2 Audience
This guide is written for software developers who are familiar with the Transport API and want to develop Transport API-based
applications to access RDM-formatted data. Before reading this manual:
•Users should be familiar with OMM concepts and types.
•It may be useful to read the Transport API Java Edition Developers Guide and be familiar with the example applications
provided in the Transport API package.
1.3 Open Message Model (OMM)
The OMM is a collection of message header and data constructs. Some OMM message header constructs, such as the
Update message, have implicit market logic associated with them while others, such as the Generic message, allow for free-
flowing bi-directional messaging. OMM data constructs can be combined in various ways to model data that ranges from
simple (or flat) primitive types to complex multiple-level hierarchal data.
The layout and interpretation of any specific OMM model, also referred to as a domain model, is described within that model’s
definition and is not coupled with the API. The OMM is the flexible tool that simply provides the building blocks to design and
produce domain models to meet the needs of the system and its users. The Transport API provides structural representations
of the OMM constructs and manages the RWF binary-encoded representation of the OMM. Transport API users can leverage
the provided OMM constructs to consume or provide OMM data throughout their TREP.
1.4 Reuters Wire Format (RWF)
Reuters Wire Format (RWF) is the encoded representation of OMM. RWF is a highly-optimized, binary format designed to
reduce the cost of data distribution as compared to previous wire formats. Binary encoding represents data in the machine’s
native manner, enabling further use in calculations or data manipulations. RWF allows for serializing OMM message and data
constructs in an efficient manner while still allowing rich content types. RWF can distribute field identifier-value pair data, self-
describing data, as well as more complex, nested hierarchal content.

Chapter 1 Introduction
Transport API 3.3.x Java Edition – RDM Usage Guide 2
ETAJ330UMRDM.190
1.5 References
For additional Transport API documentation, refer to:
•The Transport API Java Edition Developers Guide
•The Thomson Reuters Professional Developer Community
1.6 Documentation Feedback
While we make every effort to ensure the documentation is accurate and up-to-date, if you notice any errors, or would like to
see more details on a particular topic, you have the following options:
•Send us your comments via email at apidocumentation@thomsonreuters.com.
•Mark up the PDF using the Comment feature in Adobe Reader. After adding your comments, you can submit the entire
PDF to Thomson Reuters by clicking Send File in the File menu. Use the apidocumentation@thomsonreuters.com
address.
1.7 Conventions
1.7.1 Typographic
The Transport API uses the following typographical conventions:
• The Reuters Domain Models (RDMs) are described in terms of OMM concepts. Images and XML example layouts are
provided as a reference in relevant sections.
• In-line Classes, methods, and types are shown in orange, Lucida Console font.
• Parameters, filenames, and directories are shown in Bold font.
• Document titles and variable values are shown in italics.
• When included in the body of the text, new concepts are called out in Bold, Italics the first time they are mentioned.
• Verbose code examples (one or more lines of code) are shown in Lucida Console font against an orange background.
Comments in such code samples are formatted in green coloring. For example:
/* decode contents into the filter list object */
if ((retVal = filterList.decode(decIter)) >= CodecReturnCodes.SUCCESS)
{
/* create single filter entry and reuse while decoding each entry */
FilterEntry filterEntry = CodecFactory.createFilterEntry();
Chapter 1 Introduction
Transport API 3.3.x Java Edition – RDM Usage Guide 3
ETAJ330UMRDM.190
1.7.2 General Transport API Syntax
The Transport API uses the following general API syntax conventions:
• Dot-separated notation indicates data available within a hierarchy. Each period can indicate a Class (e.g.,
RefreshMsg.msgKey), a data member (e.g., msgKey.name), an entry (e.g., RefreshMsg.Payload.DirectoryInfo,
where DirectoryInfo refers to the DirectoryInfo filter entry), or an element name (e.g.,
UpdateMsg.Payload.DirectoryInfo.name where name refers to the name element).
•streamId values are assigned by the application and used across all domain models. Consumer applications assign
positive streamId values when requesting content and interactive provider applications respond using the same
streamId. Non-interactive provider applications assign negative streamId values.
•Payload generically refers to the message payload. On any Msg, the payload is housed in the encodedDataBody
buffer and follows the formatting rules of that message’s containerType.
• Integer constants are defined in all capital letters with underscores (e.g., DomainTypes.MARKET_PRICE,
Directory.ServiceFilterIds.INFO). In the Transport API, they can be found in the com.thomsonreuters.upa.rdm
package.
• The names of Transport API FilterEntry.id values (e.g. Directory.ServiceFilterIds.INFO) correspond to the flag
value enumeration defined for use with the message key’s filter (e.g., Directory.ServiceFilterFlags.INFO). Names
may be shortened for clarity (e.g., ServiceInfo).
•
1.7.3 Definitions and Standard Behaviors
This Transport API manual uses the following terms and the API illustrates the following default behavior:
•Not Used means the attribute is not extensible; the Transport API may pass-on the information, however there is no
guarantee that the data will be passed through the network now or in the future. Use of a “Not Used” attribute may
cause problems when interacting with some components.
•Required means the data must be provided or set.
•Conditional means date might be required depending on a particular scenario or context. Refer to the description for
specific details.
•Optional means the data may be provided or set, but is not required. This data should be handled and understood by
all applications, even if not including it. When present, this information should be passed through the network.
• If data is not present, the Transport API assumes the default value.
• Generic message use is not supported within existing, defined Reuters Domain Models, except when explicitly
defined.
• Posting is assumed to be supported within currently-defined Reuters Domain Models, except when otherwise
indicated. Posting is not supported on Source Directory and Dictionary domains. Posting within the Login domain must
follow off-stream posting rules and target a domain other than Login. Posting on any other allowed domains must
follow on-stream posting rules and target that specific domain. For further details about posting, refer to the Transport
API Java Edition Developers Guide.

Chapter 1 Introduction
Transport API 3.3.x Java Edition – RDM Usage Guide 4
ETAJ330UMRDM.190
1.8 Acronyms and Abbreviations
1.9 What’s New
This release of the RDM Usage Manual includes general documentation changes. Appendix B maintains a versioned list of
changes to this document.
ACRONYM DEFINITION
AAAAPI Authorization, Authentication, and Administration API
ADH Advanced Data Hub
ADS Advanced Distribution Server
API Application Programming Interface
ASCII American Standard Code for Information Interchange
ATS Advanced Transformation Server
DACS Data Access Control System
DMM Domain Message Model
EED Elektron Edge Device
EMA Elektron Message API
ETA Elektron Transport API
OMM Open Message Model
QoS Quality of Service
RDM Reuters Domain Model
RMTES Reuters Multi-Lingual Text Encoding Standard
RSSL Reuters Source Sink Library
RWF Reuters Wire Format
TRDFD Thomson Reuters Datafeed Direct
TREP Thomson Reuters Enterprise Platform
Table 1: Acronyms and Abbreviations

Chapter 2 Domain Model Overview
Transport API 3.3.x Java Edition – RDM Usage Guide 5
ETAJ330UMRDM.190
Chapter 2 Domain Model Overview
2.1 What is a Domain Message Model?
A Domain Message Model (DMM) describes a specific arrangement of OMM message and data constructs. A domain
message model will define any specialized behaviors associated with the domain or any specific meaning or semantics
associated with data contained in the message. Unless a domain model specifies otherwise, any implicit market logic
associated with a message still applies (e.g. an Update message indicates that any previously-received data also contained in
the Update message is being modified).
2.2 Reuters Domain Models (RDMs) Vs User-Defined Models
2.2.1 Reuters Domain Models (RDMs)
An RDM is a domain message model typically provided or consumed by a Thomson Reuters product, such as the TREP, Data
Feed Direct, or Elektron. Some currently-defined RDMs allow for authenticating to a provider (e.g. Login), exchanging field or
enumeration dictionaries (e.g. Dictionary), and providing or consuming various types of market data (e.g. Market Price, Market
by Order, Market by Price). Thomson Reuters’s defined models have a domain value of less than 128.
The following table provides a high-level overview of the currently-available RDMs. The following chapters provide more
detailed descriptions for each of these.
DOMAIN PURPOSE
Login Authenticates users and advertise/request features that are not specific to a particular domain.
Use of and support for this domain is required for all OMM applications.
This is considered an administrative domain, content is required and expected by many
Thomson Reuters components and conformance to the domain model definition is expected.
For further details refer to Chapter 3, Login Domain.
Source Directory Advertises information about available services and their state, QoS, and capabilities. This
domain also conveys any group status and group merge information.
Interactive and Non-Interactive OMM provider applications require support for this domain.
Thomson Reuters strongly recommends that OMM Consumers request this domain.
This is considered an administrative domain, and many Thomson Reuters components expect
and require content to conform to the domain model definition.
For further details, refer to Chapter 4, Source Directory Domain.
Dictionary Provides dictionaries that may be needed when decoding data. Though use of the Dictionary
domain is optional, Thomson Reuters recommends that provider applications support the
domain’s use.
Considered an administrative domain, content is required and expected by many Thomson
Reuters components and following the domain model definition is expected.
For further details refer to Chapter 5, Dictionary Domain.
Table 2: Reuters Domain Model Overview

Chapter 2 Domain Model Overview
Transport API 3.3.x Java Edition – RDM Usage Guide 6
ETAJ330UMRDM.190
2.2.2 User-Defined Domain Model
A User Defined Domain Model is a domain message model defined by a party other than Thomson Reuters. These may be
defined to solve a specific user or system need in a particular deployment which is not resolvable through the use of an RDM.
Any user-defined model must use a domain value between 128 and 255. If needed, domain model designers can work with
Thomson Reuters to define their models as standard RDMs. This allows for the most seamless interoperability with future
RDM definitions and with other Thomson Reuters products.
2.2.3 Domain Message Model Creation
This document discusses defined RDMs capable of flowing through the Transport API. Transport API users can leverage
OMM to create their own Domain Message Models (DMMs) in addition to those described in this document. When defining a
DMM, consider the following questions / points:
•Is a new DMM really needed, or can you express the data in terms of an existing RDM?
•The DMM should be well-defined. Following the design templates used in this document is a good approach. The
structure, properties, use cases, and limitations of the DMM should be specified.
Market Price Provides access to Level I market information such as trades, indicative quotes and top of
book quotes. Content includes information such as volume, bid, ask, net change, last price,
high, and low.
For further details refer to Chapter 6, Market Price Domain.
Market By Order Provides access to Level II full order books. Contains a list of orders (keyed by the order IDs)
with related information such as price, whether it is a bid/ask order, size, quote time, and
market maker identifier.
For further details refer to Chapter 7, Market By Order Domain.
Market By Price Provides access to Level II market depth information. Contains a list of price points (keyed by
that price and the bid/ask side) with related information.
For further details refer to Chapter 8, Market By Price Domain.
Market Maker Provides access to market maker quotes and trade information. Contains a list of market
makers (keyed by that market maker’s ID) with related information such as that market maker’s
bid and asking prices, quote time, and market source.
For further details refer to Chapter 9, Market Maker Domain.
Yield Curve Provides access to yield curve information. This can contain input information used to calculate
a yield curve along with output information (which is the curve itself). A yield curve shows the
relation between the interest rate and the term associated with the debt of a borrower. The
curve’s shape can help to give an idea of future economic activity and interest rates.
For further details refer to Chapter 10, Yield Curve Domain.
Symbol List Provides access to a set of symbol names, typically from an index, service, or cache. Minimally
contains symbol names and can optionally contain additional cross-reference information such
as permission information, name type, or other venue-specific content.
For further details refer to Chapter 11, Symbol List Domain.
DOMAIN PURPOSE
Table 2: Reuters Domain Model Overview (Continued)
Chapter 2 Domain Model Overview
Transport API 3.3.x Java Edition – RDM Usage Guide 7
ETAJ330UMRDM.190
•While OMM provides building blocks that can structure data in many ways, the semantics of said data must abide by the
rules of OMM. For example, custom DMMs should follow the request, refresh, status, and update semantics implicitly
defined by those messages. If more flexible messaging is desired within a custom DMM, it can be accomplished through
the use of a generic message, which allows for more free-form bidirectional messaging after a stream is established.
•domainType values less than 128 are reserved for RDMs. The domainType of a custom DMM must be between 128 and
255.
•You might want to work with Thomson Reuters to define a published RDM, rather than use a custom DMM. This ensures
the most seamless interoperability with future RDMs and other Thomson Reuters products.
2.3

Chapter 2 Domain Model Overview
Transport API 3.3.x Java Edition – RDM Usage Guide 8
ETAJ330UMRDM.190
2.4 OMM Consumer / OMM Interactive Provider Initial Interaction
An OMM consumer application can establish connections to other OMM interactive provider applications, including TREP,
Data Feed Direct, and Elektron. This interaction first requires an exchange of login messages between the consumer and
provider, where the provider can either accept or reject the consumer. If the consumer is allowed to log in, it may then request
the list of services available from the provider. Optionally1, the consumer can request any dictionaries it needs to decode data
from the provider. After this process successfully completes, the consumer application can begin requesting from non-
administrative domains, which provide other content (e.g. Market Price, Market By Order).
Figure 1. OMM Consumer and Interactive Provider Initial Interactions
1. Instead of downloading any needed dictionaries, the application can load them from a local file.

Chapter 2 Domain Model Overview
Transport API 3.3.x Java Edition – RDM Usage Guide 9
ETAJ330UMRDM.190
2.5 OMM Non-Interactive Provider Initial Interaction
An OMM non-interactive provider application can establish a connection to an Advanced Data Hub (ADH). After successfully
connecting, an OMM non-interactive provider can publish information into the ADH’s cache, without needing to handle
requests for the information. This interaction first requires a login message exchange between the non-interactive provider and
the ADH, where the ADH can either accept or reject the non-interactive provider. If the non-interactive provider logs in, it
should push out its service information. After this process successfully completes, the non-interactive provider application can
begin publishing content on other non-administrative domains (e.g. Market Price, Market By Order).
Figure 2. OMM Non-Interactive Provider Initial Interaction

Chapter 2 Domain Model Overview
Transport API 3.3.x Java Edition – RDM Usage Guide 10
ETAJ330UMRDM.190
2.6 Sending and Receiving Content
Use of non-administrative domains generally follows a specific sequence:
•The consumer sends an RequestMsg containing the name of an item it is interested in.
•The provider first responds with an RefreshMsg to bring the consumer up to date with all currently available information.
•As data changes, the provider sends UpdateMsg (if the consumer requested streaming information).
•When the consumer is no longer interested, it sends an CloseMsg to close the stream (or, if the provider needs to close the
stream, it uses an StatusMsg).
Figure 3. General Domain Use
Chapter 2 Domain Model Overview
Transport API 3.3.x Java Edition – RDM Usage Guide 11
ETAJ330UMRDM.190
2.7 General Transport API Concepts
Many domains share a set of common behaviors for handling data. If a specific behavior is not supported on a domain, this
should be specified in that domains detailed description. This section briefly defines these concepts; the Transport API Java
Edition Developers Guide describes them in greater detail.
2.7.1 Snapshot and Streaming Requests
Many domains generally support issuing a request message with or without setting the RequestMsgFlags.STREAMING flag.
When the flag is set, the request is known as a “streaming” request, meaning that the refresh will be followed by updates.
When a snapshot request is made, the refresh should have a streamState of StreamStates.NON_STREAMING. When the
final part of the refresh is received, the stream is considered closed (the final refresh is indicated by the
RefreshMsgFlags.REFRESH_COMPLETE flag on the RefreshMsg). The consumer should be prepared to receive status
messages or update messages between the first and final parts of the refresh (if the domain supplies only single part refresh
messages, like Market Price, no updates would be delivered on the stream).
A provider may also set the streamState to StreamStates.NON_STREAMING if it does not allow streaming of the requested
item.
2.7.2 Multi-Part Messages
Many domains support splitting the content of a large RefreshMsg into multiple, smaller refresh messages. Each part is a
continuation of data from the previous parts, and the final part is denoted by including the
RefreshMsgFlags.REFRESH_COMPLETE flag.
When possible, the provider should indicate the expected number of total container entries across all parts of the refresh. This
is set using the totalCountHint parameter available on some containers (such as Map).
Though the Transport API Transport Package can fragment large messages on the users behalf, Thomson Reuters
recommends that the application fragment large messages whenever possible. The application knows best how data should
be split, and this allows consuming applications to receive and process parts of the message without needing to wait for all
parts to be delivered.
In addition to RefreshMsg, PostMsg and GenericMsg also have multi-part support. For more information, see the Transport
API Java Edition Developers Guide.
2.7.3 Reissue Requests and Pause/Resume
A consumer application can request a new refresh and change certain parameters on an already requested stream. To do so,
the application sends a subsequent RequestMsg on the same stream. This is known as a reissue.
A reissue changes the priority of a stream and pauses or resumes data flow.
• To pause streaming data, the application can send a reissue with the RequestMsgFlags.PAUSE flag. Issuing a pause
on the Login stream is interpreted as a Pause All request, resulting in all streams being paused.
• To resume data flow on the stream, the application can send a subsequent reissue with the
RequestMsgFlags.STREAMING flag. Issuing a resume on the Login stream is interpreted as a Resume All.
Pause and Resume is provided as a best effort, and data may continue streaming even after a pause has been issued.
For further details on reissue requests, changeable parameters, and Pause and Resume functionality, refer to the Transport
API Java Edition Developers Guide.

Chapter 2 Domain Model Overview
Transport API 3.3.x Java Edition – RDM Usage Guide 12
ETAJ330UMRDM.190
2.7.4 Rippling Fields
The FieldList container supports the rippling of fields. When rippling, newly received content associated with a fieldId
replaces previously received content associated with the same fieldId. The previously received content is moved to a new
fieldId, which is typically indicated in a field dictionary. In the RDMFieldDictionary, the ‘RIPPLES TO’ column defines
fieldId information used when rippling (for details, refer to Section 5.5.1 and Section 5.5.2). Rippling typically reduces
bandwidth consumption. Because previously received information is still relevant, it would normally need to be sent with
subsequent updates even though the value does not change. The use of rippling allows this information to be optimized out of
subsequent updates; however it relies on the consumer to use ripple information from a field dictionary to correctly propagate
the previously received content.
2.7.5 Dynamic View
A dynamic view allows a consumer application to specify a subset of data content in which it is interested. A providing
application can choose to supply only this requested subset of content across all response messages. This filtering results in
reduced data flow across the connection. View use can be leveraged across all non-administrative domain model types, where
specific usage and support should be indicated in the model definition. The provider indicates its support for view requesting
via the supportViewRequests Login attribute, as described in Section 3.3.1. For more information on dynamic views, refer to
the Transport API Java Edition Developers Guide.
2.7.6 Batch Request
A batch request allows a consumer application to indicate interest in multiple like-item streams with a single RequestMsg. A
providing application should respond by providing a status on the batch request stream itself and with new individual item
streams for each item requested in the batch. Batch requesting can be leveraged across all non-administrative domain model
types. The provider indicates its support for batch requests via the supportBatchRequests Login attribute, as described in
Section 3.3.1. For more information on batch requests, refer to the Transport API Java Edition Developers Guide.
2.7.7 Posting
Posting offers an easy way for an OMM consumer application to publish content to upstream components which can then
provide the information. This can be done off-stream using the Login domain or on-stream using any other non-administrative
domain. Use PostMsg to post content to the system. A PostMsg can contain any OMM container type as its payload (but this is
often a Msg). A provider indicates support for posting via the supportOMMPost Login attribute, as described in Section 3.3.1.
For more information on posting, refer to the Transport API Java Edition Developers Guide.
Note: The consumer application is responsible for rippling and the Transport API does not perform entry rippling.
Warning! The application should not perform rippling if the updateType of the UpdateMsg is
UpdateEventTypes.CORRECTION.

Chapter 3 Login Domain
Transport API 3.3.x Java Edition – Developers Guide 13
ETAJ330UMRDM.190
Chapter 3 Login Domain
3.1 Description
The Login domain registers a user with the system, after which the user can request1, post2, or provide3 RDM content. A
Login request can also be used to authenticate a user with the system.
•A consumer application must log into the system before it can request or post content.
•A non-interactive provider application must log into the system before providing any content. An interactive provider
application is required to handle log in requests and provide Login response messages, possibly using DACS to
authenticate users.
For further details:
•Section 3.2 details the use of each message within the Login domain.
•Section 3.3 presents the message payloads.
•Section 3.4 includes a brief summary of login handling and authentication.
•Section 3.5 includes example layouts of login messages.
1. Consumer applications can request content after logging into the system.
2. Consumer applications can post content, which is similar to contribution or unmanaged publication, after logging into the system.
3. Non-interactive provider applications.

Chapter 3 Login Domain
Transport API 3.3.x Java Edition – Developers Guide 14
ETAJ330UMRDM.190
3.2 Usage
3.2.1 Login Request Message
A Login request message is encoded and sent by OMM consumer and OMM non-interactive provider applications. This
message registers a user with the system. After receiving a successful login response, applications can then begin consuming
or providing additional content. An OMM provider can use the Login request information to authenticate users with DACS.
An initial Login request must be streaming (i.e., a RequestMsgFlags.STREAMING flag is required). After the initial Login
stream is established, subsequent Login requests using the same streamId can be sent to obtain additional refresh
messages, pause the stream, or resume the stream. If a login stream is paused, this is interpreted as a ‘Pause All’ request
which indicates that all item streams associated with the user should be paused. A login stream is paused by specifying
RequestMsgFlags.PAUSE without the streaming flag. To resume data flow on all item streams (also known as a Resume All),
the streaming flag must be sent again. For more information, refer to the Transport API Java Edition Developers Guide.
For an example layout of this message, refer to Section 3.4.4.
COMPONENT DESCRIPTION / VALUE
msgClass Required. MsgClasses.REQUEST == 1
domainType Required. DomainTypes.LOGIN == 1
qos Not used.
worstQos Not used.
Priority.priorityClass Not used.
Priority.priorityCount Not used.
extendedHeader Not used.
msgKey.serviceId Not used.
Table 3: Login Request Message Member Use

Chapter 3 Login Domain
Transport API 3.3.x Java Edition – Developers Guide 15
ETAJ330UMRDM.190
msgKey.nameType Optional, if present msgKey.flags value of MsgKeyFlags.HAS_NAME_TYPE should be
specified. Possible values are:
•Login.UserIdTypes.NAME == 1
•Login.UserIdTypes.EMAIL_ADDRESS == 2
•Login.UserIdTypes.TOKEN == 3
•Login.UserIdTypes.COOKIE == 4
•Login.UserIdTypes.USER_AUTHN_TOKEN == 5
If msgKey.nameType is not set, it is assumed to be Login.UserIdTypes.NAME.
A type of Login.UserIdTypes.NAME typically corresponds to a DACS user name. This can be
used to authenticate and permission a user.
Login.UserIdTypes.TOKEN is specified when using the AAA API The user token is retrieved
from a AAA API gateway and then passed through the system via the msgKey.name. To
validate users, a provider can pass this user token to an authentication manager application.
If you specify Login.UserIdTypes.USER_AUTHN_TOKEN, you must also set msgKey.name to
a single, null character (i.e., a 0x00 binary), and include an AuthenticationToken element in
the msgKey.attrib. For details on the AuthenticationToken, refer to Section 3.2.2.
Both Login.UserIdTypes.TOKEN and Login.UserIdTypes.USER_AUTHN_TOKEN can
periodically change: when it changes, an application can send a login reissue to pass
information upstream.
• For further details on using Login.UserIdTypes.TOKEN, refer to the AAA API
documentation.
• For further details on using Login.UserIdTypes.USER_AUTHN_TOKEN, refer to the
TREP Authentication User Manual.a
msgKey.name Required. A msgKey.flags value of MsgKeyFlags.HAS_NAME_TYPE should be specified.
msgKey.name should be populated with appropriate content corresponding to the
msgKey.nameType specification.
msgKey.filter Not used.
msgKey.identifier Not used.
msgKey.attrib Optional. If present, a msgKey.flags value of MsgKeyFlags.HAS_ATTRIB should be
specified and msgKey.attribContainerType should be set to DataTypes.ELEMENT_LIST.
Attributes are specified in Section 3.2.2.
Payload Not used.
a. For further details on TREP Authentication, refer to the TREP Authentication User Manual, accessible on Thomson Reuters MyAccount in the DACS
product documentation set.
COMPONENT DESCRIPTION / VALUE
Table 3: Login Request Message Member Use (Continued)

Chapter 3 Login Domain
Transport API 3.3.x Java Edition – Developers Guide 16
ETAJ330UMRDM.190
3.2.2 Login Request Elements
You can use the Login msgKey.attrib elements to send additional authentication information and user preferences between
components. The ReqMsg.Attrib attribContainerType is an ElementList (DataTypes.ELEMENT_LIST). The predefined
elements available on a Login Request are shown in the following table.
ELEMENT NAME DATA TYPE
ENUMERATION RANGE/
EXAMPLE DESCRIPTION
AllowSuspectData DataTypes.UINT 0 | 1 • 1: Indicates that the consumer application
allows for suspect streamState information
•0: Indicates that the consumer application
prefers any suspect data result in the stream
being closed with an
StreamStates.CLOSED_RECOVER state.
For more information, refer to Section 3.4.4.
ApplicationAuthorizationToken DataTypes.ASCII_STRING Encrypted
application
authorization token
Indicates that application behaviors was
inspected and approved by Thomson Reuters.
Encrypt this token using the provided methods in
the API to prevent other users or applications
from compromising it.
For more information on obtaining an application
authorization token, contact your Thomson
Reuters representative.
ApplicationId DataTypes.ASCII_STRING 1 - 65535
e.g., 256
The DACS application ID. If the server
authenticates with DACS, the consumer
application might need to pass in a valid
ApplicationId. This must be unique for each
application. IDs from 1 to 256 are reserved for
permanent market data applications. These are
assigned by Thomson Reuters and will be uniform
across all client systems. IDs from 257 to 65535
are available for site-specific use.
ApplicationName DataTypes.ASCII_STRING Name of
application e.g.,
Transport API
Identifies the application sending the Login
request or response message. When present, the
application name in the Login request identifies
the OMM consumer, and the application name in
the Login response identifies the OMM provider.
AuthenticationExtended DataTypes.BUFFER Any binary buffer This is a binary buffer whose content will be
passed to the token authenticator as an additional
means for verifying a user’s identity.
AuthenticationToken DataTypes.ASCII_STRING Any ASCII String,
e.g., HOLDER Conditional. AuthenticationToken is a
client-generated token that identifies the user
when operating in an environment that uses
TREP Authenticationa. On login reissue
messages, this field contains a new token
intended to replace the previous one about to
expire.
If your TREP system has TREP Authentication
enabled, AuthenticationToken is included in
the message.
The default setting is: "" (an empty string)
DisableDataConversion N/A N/A Reserved by TR.
Table 4: Login Request msgKey.attrib Elements

Chapter 3 Login Domain
Transport API 3.3.x Java Edition – Developers Guide 17
ETAJ330UMRDM.190
DownloadConnectionConfig DataTypes.UINT 0 | 1 Specifies whether to download the configuration:
•1: Indicates the user wants to download
connection configuration information.
•0 (or if absent): Indicates that no connection
configuration information is desired. 0 is the
default setting.
InstanceId DataTypes.ASCII_STRING Any ASCII String,
e.g., Instance1 InstanceId is used to differentiate applications
that run on the same machine. However, because
InstanceId is set by the user logging into the
system, it does not guarantee uniqueness across
different applications on the same machine.
Password DataTypes.ASCII_STRING my_password Sets the password for logging into the system.
See specific component documentation to
determine password requirements and how to
obtain one.
Position DataTypes.ASCII_STRING ip addr/net
e.g., 192.168.1.1/
net
DACS position. If the server is authenticating with
DACS, the consumer application might need to
pass in a valid position.
ProvidePermissionExpressions DataTypes.UINT 0 | 1 If specified on the Login Request, this indicates a
consumer wants permission expression
information to be sent with responses. Permission
expressions allow for items to be proxy
permissioned by a consumer via content-based
entitlements.
ProvidePermissionExpressions defaults to
1.
ProvidePermissionProfile DataTypes.UINT 0 | 1 When specified on a Login Request, indicates
that a consumer desires the permission profile.
An application can use the permission profile to
perform proxy permissioning.
ProvidePermissionProfile defaults to 1.
Role DataTypes.UINT Login.RoleTypes.C
ONS == 0,
Login.RoleTypes.P
ROV == 1
Indicates the role of the application logging onto
the system.
• An OMM consumer application should specify
its role as Login.RoleTypes.CONS.
• An OMM non-interactive provider application
should specify its role as
Login.RoleTypes.PROV.
OMM consumer applications typically connect to
a different port number than non-interactive
provider applications. Role information allows
TREP to detect and inform users of incorrect port
use.
Role defaults to 0.
ELEMENT NAME DATA TYPE
ENUMERATION RANGE/
EXAMPLE DESCRIPTION
Table 4: Login Request msgKey.attrib Elements (Continued)

Chapter 3 Login Domain
Transport API 3.3.x Java Edition – Developers Guide 18
ETAJ330UMRDM.190
SingleOpen DataTypes.UINT 0 | 1 • 1: Indicates the consumer application wants
the provider to drive stream recovery.
•0: Indicates that the consumer application will
drive stream recovery.
For more information, refer to Section 3.4.4.
SingleOpen defaults to 1.
SupportProviderDictionaryDownload DataTypes.UINT 0 | 1 Indicates whether the server supports the
Provider Dictionary Download feature:
•1: The server supports provider dictionary
downloads.
•0: The server does not support provider
dictionary downloads.
If this element is missing, the server does not
support provider dictionary downloads.
For more information on the provider dictionary
download feature, refer to the Transport API Java
Edition Developers Guide.
SupportProviderDictionaryDownload
defaults to 0.
a. For further details on TREP Authentication, refer to the TREP Authentication User Manual, accessible on Thomson Reuters
MyAccount in the DACS product documentation set.
ELEMENT NAME DATA TYPE
ENUMERATION RANGE/
EXAMPLE DESCRIPTION
Table 4: Login Request msgKey.attrib Elements (Continued)

Chapter 3 Login Domain
Transport API 3.3.x Java Edition – Developers Guide 19
ETAJ330UMRDM.190
3.2.3 Login Refresh Message
A Login refresh message is encoded and sent by OMM interactive provider applications. This message is used to respond to a
Login Request message after the user’s Login is accepted. An OMM provider can use the Login request information to
authenticate users with DACS. After authentication, a refresh message is sent to convey that the login was accepted. If the
login is rejected, a Login status message should be sent as described in Section 3.2.5.
The content of a Login Refresh message is expected to be atomic and contained in a single part, therefore
RefreshMsgFlags.REFRESH_COMPLETE should be set to true. If the login refresh is sent in response to a request, the
RefreshMsgFlags.SOLICITED flag should be set to true to indicate that this is a solicited response.
COMPONENT DESCRIPTION / VALUE
msgClass Required. MsgClasses.REFRESH == 2
domainType Required. DomainTypes.LOGIN == 1
state When accepting Login:
•streamState = StreamStates.OPEN
•dataState = DataStates.OK
•stateCode = StateCodes.NONE
qos Not used.
seqNum Optional.
A user-specified, item-level sequence number which can be used by the application for sequencing
messages within this stream.
groupId Not used.
permData Not used.
extendedHeader Not used.
msgKey.serviceId Not used.
msgKey.nameType Optional.
If present, a msgKey.flags value of MsgKeyFlags.HAS_NAME_TYPE should be specified.
Possible values:
• Login.UserIdTypes.NAME == 1
• Login.UserIdTypes.EMAIL_ADDRESS == 2
• Login.UserIdTypes.TOKEN == 3
• Login.UserIdTypes.COOKIE == 4
•Login.UserIdTypes.USER_AUTHN_TOKEN == 5
If nameType is not set then it is assumed to be a nameType of Login.UserIdTypes.NAME.
If present, the value should match the type specified in the Login request.
msgKey.name Optional.
A msgKey.flags value of MsgKeyFlags.HAS_NAME should be specified, and name should match
the name specified in the Login request and contain appropriate content corresponding to the
nameType specification.
msgKey.filter Not used.
Table 5: Login Refresh Message Member Use

Chapter 3 Login Domain
Transport API 3.3.x Java Edition – Developers Guide 20
ETAJ330UMRDM.190
msgKey.identifier Not used.
msgKey.attrib Optional.
If present msgKey.flags value of MsgKeyFlags.HAS_ATTRIB should be specified and
msgKey.attribContainerType should be DataTypes.ELEMENT_LIST. Elements are specified in
Section 3.2.4.
Payload Optional.
Typically present when login requests connection configuration or permission profile information. The
payload is sent as an ElementList. For payload details, refer to Section 3.3.1.
COMPONENT DESCRIPTION / VALUE
Table 5: Login Refresh Message Member Use (Continued)

Chapter 3 Login Domain
Transport API 3.3.x Java Edition – Developers Guide 21
ETAJ330UMRDM.190
3.2.4 Login Refresh Elements
The Login msgKey.attrib can be used to send additional authentication information and user preferences between
components. The attribContainerType is an ElementList, which can contain any of the following predefined elements
(none of which are required):
ELEMENT NAME DATA TYPE
ENUMERATION RANGE/EXAMPLE DESCRIPTION
AllowSuspectData DataTypes.UINT 0 | 1 Sets whether the provider application passes
along suspect streamState information.
•1: The provider application passes along
suspect streamState information. 1 is the
default setting.
•0: The provider application does not pass
along suspect data.
Any suspect stream will be closed with an
StreamStates.CLOSED_RECOVER state.
For more information, refer to Section 3.4.4.
ApplicationId DataTypes.ASCII_STRING 1 - 65535
e.g., 256
Specifies the DACS application ID. If the
server authenticates with DACS, the
consumer application may be required to pass
in a valid ApplicationId. This should match
whatever was sent in the request. This must
be unique for each application. IDs from 1 to
256 are reserved for permanent market data
applications. Thomson Reuters assigns these
and they are uniform across all client systems.
IDs from 257 to 65535 are available for site-
specific use.
ApplicationName DataTypes.ASCII_STRING name of application
e.g., Transport API
If connecting to
ADS, use ADS
Identifies the application sending the Login
request or response message. When present,
the application name in the Login request
identifies the OMM consumer and the
application name in the Login response
identifies the OMM provider.
AuthenticationErrorCode DataTypes.UINT From 0 to
4294967296 Specifies the code for a specific TREP
Authentication error (or non-error) condition. 0
indicates no error condition and is the default
setting.
AuthenticationErrorText DataTypes.ASCII_STRING User-defined value Text accompanying and explaining the
AuthenticationErrorCode.
AuthenticationExtendedResp DataTypes.BUFFER User-defined value This is a binary buffer.
AuthenticationExtendedResp contains
additional customer-defined data associated
with the AuthenticationToken element sent
in the original Login Request.
Table 6: Login Refresh msgKey.attrib Elements

Chapter 3 Login Domain
Transport API 3.3.x Java Edition – Developers Guide 22
ETAJ330UMRDM.190
AuthenticationTTReissue DataTypes.UINT User-defined value Indicates when a new authentication token
needs to be reissued (in UNIX epoch time).
Position DataTypes.ASCII_STRING ip addr/hostname
or ip addr/net
e.g.:
192.168.1.1/net
Specifies the DACS location. If the server
authenticates with DACS, the consumer
application might be required to pass in a valid
position. If present, this should match
whatever was sent in the request or be set to
the IP address of the connected client.
ProvidePermissionExpressions DataTypes.UINT 0 | 1 If specified on a Login Refresh, indicates that
a provider will send permission expression
information with its responses.
ProvidePermissionExpressions is typically
present because the login request message
requested this information. Permission
expressions allow for items to be proxy
permissioned by a consumer via content-
based entitlements.
ProvidePermissionExpressions defaults to
1.
ProvidePermissionProfile DataTypes.UINT 0 | 1 If specified on the Login Refresh, indicates
that the permission profile is provided. This is
typically present because the login request
message requested this information. An
application can use the permission profile to
perform proxy permissioning.
ProvidePermissionProfile defaults to 1.
SequenceRetryInterval DataTypes.UINT 0-4,294,967,295 The ADS uses this element to configure a
watchlist-enabled Transport API reactor that
consumes multicast data.
Configures the number of seconds the reactor
delays the recovery of items in response to a
detected gap.
SequenceRetryInterval defaults to 5.
SequenceNumberRecovery DataTypes.UINT 0 | 1 The ADS uses this element to configure a
watchlist-enabled Transport API Reactor that
consumes multicast data.
Configures whether the reactor recovers item
streams when gaps are detected.
•0: The reactor does not recover items.
•1: The reactor recovers items. 1 is the
default setting.
ELEMENT NAME DATA TYPE
ENUMERATION RANGE/EXAMPLE DESCRIPTION
Table 6: Login Refresh msgKey.attrib Elements (Continued)

Chapter 3 Login Domain
Transport API 3.3.x Java Edition – Developers Guide 23
ETAJ330UMRDM.190
SingleOpen DataTypes.UINT 0 | 1 Specifies whether the provider drives stream
recovery:
•1: The provider drives stream recovery. 1 is
the default setting.
•0: The provider does not drive stream
recovery; it is the responsibility of the
downstream application.
For more information, refer to Section 3.4.4.
SupportBatchRequests DataTypes.UINT 0, 7 Indicates whether the provider supports batch
messages. Consumers use batch messages
to specify multiple items or streams in the
same request or close message. For more
information on batch requesting, refer to the
Transport API Java Edition Developers Guide.
•0x0 (or if absent): The provider does not
support batch messages. 0 is the default
setting.
•0x1: The provider supports batch request.
•0x2: The provider supports batch reissue.
•0x4: The provider supports batch close.
For instance, if value is set to 7, then based on
combination of bits set (0x1 + 0x2 + 0x4),
provider supports batch request, reissue, and
close.
SupportEnhancedSymbolList DataTypes.UINT 0 | 1 Indicates whether the provider supports
enhanced symbol list functionality.
•0: The provider does not support Symbol
List enhancements. 0 is the default setting.
•1: The provider supports Symbol List data
streams.
For more information on Symbol List items,
refer to the Transport API Java Edition
Developers Guide.
ELEMENT NAME DATA TYPE
ENUMERATION RANGE/EXAMPLE DESCRIPTION
Table 6: Login Refresh msgKey.attrib Elements (Continued)

Chapter 3 Login Domain
Transport API 3.3.x Java Edition – Developers Guide 24
ETAJ330UMRDM.190
SupportOMMPost DataTypes.UINT 0 | 1 Indicates whether the provider supports OMM
posting and whether the user is permissioned
to post:
•1: The provider supports OMM posting and
the user is permissioned.
•0: The provider supports the OMM posting
feature, but the user is not permissioned. 0
is the default setting.
• If absent, the server does not support the
OMM Post feature.
For more information on Posting, refer to the
Transport API Java Edition Developers Guide.
SupportOptimizedPauseResume DataTypes.UINT 0 | 1 Indicates whether the provider supports
Optimized Pause and Resume. Optimized
Pause and Resume allows for pausing/
resuming of individual item streams or
pausing all item streams (by pausing the Login
stream). For more information on Pause and
Resume, refer to the Transport API Java
Edition Developers Guide.
•1: The server supports optimized pause
and resume.
•0 (or if absent): The server does not
support optimized pause and resume. 0 is
the default setting.
SupportProviderDictionaryDownl
oad
DataTypes.UINT 0 | 1 Indicates whether the server supports the
Provider Dictionary Download feature:
•1: The server supports the provider
dictionary download.
•0: The server does not support the
provider dictionary download feature. 0 is
the default setting.
If this element is missing, the server does not
support the provider dictionary download
feature.
For more information on the provider
dictionary download feature, refer to the
Transport API Java Edition Developers Guide.
ELEMENT NAME DATA TYPE
ENUMERATION RANGE/EXAMPLE DESCRIPTION
Table 6: Login Refresh msgKey.attrib Elements (Continued)

Chapter 3 Login Domain
Transport API 3.3.x Java Edition – Developers Guide 25
ETAJ330UMRDM.190
SupportStandby DataTypes.UINT 0 | 1 Indicates whether the provider supports Warm
Standby functionality. If supported, a provider
can be told to run as an active or a standby
server, where the active will behave as usual.
The standby will respond to item requests only
with the message header and will forward any
state changing information. If informed that
the active server failed, the standby begins
sending responses and assumes active
functionality.
•1: The provider supports a Warm Standby
group setup.
•0 (or if absent): The provider does not
support warm standby functionality. 0 is the
default setting.
For more information on Warm Standby
functionality, refer to Section 3.2.9.
SupportViewRequests DataTypes.UINT 0 | 1 Indicates whether the provider supports
requesting with Dynamic View information.
Using Dynamic Views, a user can request only
the specific contents of the response
information in which they are interested. For
more information on using Dynamic Views,
refer to the Transport API Java Edition
Developers Guide.
•1: The provider supports Dynamic Views
specified on request messages.
•0 (or if absent): The provider does not
support Dynamic Views specified on
request messages. 0 is the default setting.
UpdateBufferLimit DataTypes.UINT 0-4,294,967,295 The ADS uses this element to configure a
watchlist-enabled Transport API reactor that
consumes multicast data.
Configures the maximum number of multicast
messages the reactor will interally buffer for
an item. The reactor synchronizes buffered
messages against the item’s refresh.
UpdateBufferLimit defaults to 100.
ELEMENT NAME DATA TYPE
ENUMERATION RANGE/EXAMPLE DESCRIPTION
Table 6: Login Refresh msgKey.attrib Elements (Continued)

Chapter 3 Login Domain
Transport API 3.3.x Java Edition – Developers Guide 26
ETAJ330UMRDM.190
3.2.5 Login Status Message
OMM provider and OMM non-interactive provider applications use the Login status message to convey state information
associated with the login stream. Such state information can indicate that a login stream cannot be established or to inform a
consumer of a state change associated with an open login stream.
The Login status message can also be used to reject a login request or close an existing login stream. When a login stream is
closed via a status, any other open streams associated with the user are also closed as a result.
COMPONENT DESCRIPTION / VALUE
msgClass Required. MsgClasses.STATUS == 3
domainType Required. DomainTypes.LOGIN == 1
state When rejecting Login:
•streamState = StreamStates.CLOSED or StreamStates.CLOSED_RECOVER
•dataState = DataStates.SUSPECT
•stateCode = StateCodes.NOT_ENTITLED
groupId Not used.
permData Not used.
extendedHeader Not used.
msgKey.serviceId Not used.
msgKey.nameType Optional. If present, a msgKey.flags value of MsgKeyFlags.HAS_NAME_TYPE should be
specified.
Possible values:
• Login.UserIdTypes.NAME == 1
• Login.UserIdTypes.EMAIL_ADDRESS == 2
• Login.UserIdTypes.TOKEN == 3
• Login.UserIdTypes.COOKIE == 4
If present, msgKey.nameType should match the type specified in the Login request. If
msgKey.nameType is unspecified, it is assumed to be a msgKey.nameType of
Login.UserIdTypes.NAME.
msgKey.name Optional. A msgKey.flags value of MsgKeyFlags.HAS_NAME should be specified and
msgKey.name should match the one used in the Login request and should contain appropriate
content corresponding to the msgKey.nameType specification.
msgKey.filter Not used.
msgKey.identifier Not used.
msgKey.attrib Optional.
If present, contains the AuthenticationErrorCode and any associated
AuthenticationErrorText.
Payload Not used.
Table 7: Login Status Message Member Use

Chapter 3 Login Domain
Transport API 3.3.x Java Edition – Developers Guide 27
ETAJ330UMRDM.190
3.2.6 Login Status Elements
The Login msgKey.attrib can be used to send additional authentication information and user preferences between
components. The attribContainerType is an ElementList, which can contain any of the following predefined elements
(none of which are required):
3.2.7 Login Update Message
Update messages are currently not used or supported on a Login stream.
ELEMENT NAME DATA TYPE
ENUMERATION RANGE/EXAMPLE DESCRIPTION
AuthenticationErrorCode DataTypes.UINT From 0 to
4294967296 Specifies the code for a specific TREP
Authentication error (or non-error) condition. 0
indicates no error condition and is the default
setting.
AuthenticationErrorText DataTypes.ASCII_STRING Text accompanying and explaining the
AuthenticationErrorCode.
UpdateBufferLimit DataTypes.UINT 0-4,294,967,295 The ADS uses this element to configure a
watchlist-enabled Transport API reactor that
consumes multicast data.
Configures the maximum number of multicast
messages the reactor will interally buffer for
an item. The reactor synchronizes buffered
messages against the item’s refresh.
UpdateBufferLimit defaults to 100.
Table 8: Login Status msgKey.attrib Elements

Chapter 3 Login Domain
Transport API 3.3.x Java Edition – Developers Guide 28
ETAJ330UMRDM.190
3.2.8 Login Close Message
A Login close message is encoded and sent by OMM consumer applications. This message allows a consumer to log out of
the system. Closing a login stream is equivalent to a ‘Close All’ type of message, where all open streams are closed (thus all
other streams associated with the user are closed). A provider can log off a user and close all of that user’s streams via a
Login Status message (for details, refer to Section 3.2.5).
3.2.9 Login Generic Message Use
A Login generic message is encoded and sent by OMM consumer applications. This message informs an interactive provider
of its role in a Warm Standby group (either as an Active or Standby provider). When Active, a provider behaves normally.
However, if a provider is Standby, it responds to requests only with a message header (intended to allow a consumer
application to confirm the availability of their requested data across active and standby servers), and forwards any state-
related messages (i.e., unsolicited refresh messages, status messages). While in Standby mode, a provider should aggregate
changes to item streams whenever possible. If the provider is changed from Standby to Active via this message, all
aggregated update messages are passed along. When aggregation is not possible, a full, unsolicited refresh message is
passed along.
The consumer application is responsible for ensuring that items are available and equivalent across all providers in a warm
standby group. This includes managing state and availability differences as well as item group differences.
Content for a Login Generic message is expected to be atomic and contained in a single part, therefore
GenericMsgFlags.MESSAGE_COMPLETE should be present in the Generic message’s flags.
COMPONENT DESCRIPTION / VALUE
msgClass Required. MsgClasses.CLOSE == 5
domainType Required. DomainTypes.LOGIN == 1
extendedHeader Not used.
Payload Not used.
Table 9: Login Close Message Member Use
Note: The Transport API supports GenericMsg use on the Login domain only for the sending and receiving of information
related to “ConsumerConnectionStatus” Warm Standby Mode.
COMPONENT DESCRIPTION / VALUE
msgClass Required. MsgClasses.GENERIC == 7
domainType Required. DomainTypes.LOGIN == 1
partNum Not used.
seqNum Not used.
secondarySeqNum Not used.
permData Not used.
extendedHeader Not used.
Table 10: Login Generic Message Member Use

Chapter 3 Login Domain
Transport API 3.3.x Java Edition – Developers Guide 29
ETAJ330UMRDM.190
3.2.10 Login Post Message
OMM consumer applications can encode and send data for any item via Post messages on the item’s Login stream. This is
known as off-stream posting because items are posted without using that item’s dedicated stream. Posting an item on its
own dedicated stream is referred to as on-stream posting.
When an application is posting off-stream, the PostMsg requires msgKey information. For more details on posting, refer to the
Transport API Java Edition Developers Guide.
3.2.11 Login Ack Message
OMM provider applications encode and send acknowledgment messages (AckMsg) to acknowledge the receipt of Post
messages. This message is used whenever a consumer posts and asks for acknowledgments. For more details on posting,
see the Transport API Java Edition Developers Guide.
msgKey.serviceId Not used.
msgKey.nameType Not used.
msgKey.name Required. msgKey.name must be set to ConsumerConnectionStatus.
msgKey.filter Not used.
msgKey.identifier Not used.
msgKey.attrib Not used.
Payload Required. Indicates whether a provider acts as an Active or Standby server. Payload is sent as
a DataTypes.MAP type. For further details, refer to Section 3.3.2.
COMPONENT DESCRIPTION / VALUE
Table 10: Login Generic Message Member Use (Continued)

Chapter 3 Login Domain
Transport API 3.3.x Java Edition – Developers Guide 30
ETAJ330UMRDM.190
3.3 Data
3.3.1 Login Refresh Message Payload
When a Login request message asks for connection configuration information (i.e., DownloadConnectionConfig = 1), a
provider capable of supplying these details should respond with extended connection information in the RefreshMsg payload.
This information can be useful for load balancing connections across multiple providers or ADS components. Load balancing
can be set up in a manner where some well-known providers act solely as load-balancing servers, monitoring the load and
state of other providers and directing consumers to less-loaded providers to handle the information exchange.
The extended connection information contains a list of other providers, along with connection and load-related information,
and is formatted as a sorted Vector type, where each VectorEntry contains an ElementList. Each vector entry contains
data specific to one provider. The summary data (an ElementList) contains information about the number of standby
providers to which the consumer should connect. If this value is non-zero, the consumer is expected to support Warm Standby
functionality and connect to multiple providers.
The list should be sorted in order of best to worst choice.
Figure 4. Login Refresh Message Payload

Chapter 3 Login Domain
Transport API 3.3.x Java Edition – Developers Guide 31
ETAJ330UMRDM.190
When the payload is present, the summary data ElementList must contain the following element (which has no default):
Each VectorEntry contains an ElementList, each list describing a single provider. Possible elements in this list are as
follows, with any default behavior included in the description:
NAME TYPE RANGE/EXAMPLE DESCRIPTION
NumStandbyServers DataTypes.UINT 0 - 0xFFFFFFFF
value Specifies the number of standby servers to
which the client can connect.
If set to 0, only one provider is connected,
which serves as the primary connection (i.e.,
warm standby should not be attempted).
Table 11: Login Refresh.Payload Vector.SummaryData’s ElementList Contents
NAME TYPE RANGE/EXAMPLE DESCRIPTION
Hostname DataTypes.ASCII_STRING “myHostName”
“192.168.1.100”
Conditional. Specifies the candidate
provider’s IP address or hostname. Hostname
is required when a payload is present.
Port DataTypes.UINT 14002 Conditional. Specifies the candidate
provider’s port number. Port is required when
a payload is present.
LoadFactor DataTypes.UINT 0 - 65535 Describes the load of the provider, where 0 is
the least loaded and 65535 is the most
loaded. The Vector is expected to be sorted,
so a consumer need not traverse the list to
find the least loaded; the first VectorEntry
should contain an ElementList describing
the least-loaded provider.
LoadFactor defaults to 65535.
ServerType DataTypes.UINT 0 | 1 When using a warm standby setup,
ServerType specifies the provider’s expected
behavior:
•0: This provider should be the Active
server.
•1: This provider should be the Standby
server. 1 is the default setting.
SystemID DataTypes.ASCII_STRING For future use.
Table 12: Login Refresh.Payload VectorEntry’s ElementList Contents

Chapter 3 Login Domain
Transport API 3.3.x Java Edition – Developers Guide 32
ETAJ330UMRDM.190
3.3.2 Login Generic Message Payload
The Login data structure for GenericMsg.Payload is a Map of AsciiString -> ElementList. Each key is a
ServiceName.Map.Key. Each ElementList contains one ElementEntry. The Login GenericMsg.Payload is formatted as an
Map type, with a keyPrimitiveType of DataTypes.ASCII_STRING and a containerType of DataTypes.ELEMENT_LIST. There
is no summary data and typically only one map entry that informs the provider of its warm standby role.
KEY PRIMITIVE TYPE CONTAINER TYPE PERMISSION DATA DESCRIPTION
DataTypes.ASCII_STRING DataTypes.ELEMENT_LIST Not used Required. This entry key must be set to
WarmStandbyInfo.
Table 13: GenericMsg.Payload Map's MapEntry Information
ELEMENT NAME DATA TYPE RANGE/EXAMPLE DESCRIPTION
WarmStandbyMode DataTypes.UINT 0 | 1 Required. Informs an interactive provider of its role
in a Warm Standby group.
•0: Informs the provider to be an Active server
•1: Informs the provider to be a Standby server.
WarmStandbyMode does not have a default.
Table 14: Login GenericMsg.Payload MapEntry Elements

Chapter 3 Login Domain
Transport API 3.3.x Java Edition – Developers Guide 33
ETAJ330UMRDM.190
3.4 Special Semantics
3.4.1 Authentication and Login Handling
Whether or not a user is authenticated depends on how the provider is implemented. However, providers are required to
respond to Login Request Messages in the following manner:
• If the Login is accepted, the provider should send a Refresh message with streamState = StreamStates.OPEN,
dataState = DataStates.OK, and stateCode = StateCodes.NONE.
• A login request can be rejected or closed by sending a Status message with streamState = StreamStates.CLOSED
(or StreamStates.CLOSED_RECOVER if the user is allowed to attempt another login), dataState =
DataStates.SUSPECT, and a stateCode that best describes the reason for the stream closure.
• If the provider closes the login stream, all other streams related to that login are implicitly closed without sending any
item status messages to the consumer.
• If the consumer application closes the login stream using a close message, all streams related to that login are
automatically closed without sending any item close messages to the provider.
• If a login stream is not open or was closed by either the consumer or the provider, the consumer must open a new
Login stream before sending any other request messages. If the consumer application attempts to request data
without an open Login stream, it will receive a status message indicating failure.
•
3.4.2 Negotiating msgKey.attrib Parameters
Several ReqMsg.MsgKey.Attrib parameters indicate how the provider should handle a connection including:
ProvidePermissionProfile, ProvidePermissionExpressions, SingleOpen, AllowSuspectData, InstanceId, and Role. If
the provider cannot support a specified value, it can change the value in the RespMsg.MsgKey.Attrib’s ElementList in its
response to the consumer.
If the RespMsg.MsgKey.Attrib includes an ElementList, then the Elements should be checked to verify that the parameters
have been accepted. If a request parameters differs from the response parameter, the consumer must support the parameters
that the server provided in the RespMsg.
3.4.3 Group and Service Status
Group and service status messages do not apply to the Login domain.
Note: The consumer must support all parameters specified by the provider in its Login response.

Chapter 3 Login Domain
Transport API 3.3.x Java Edition – Developers Guide 34
ETAJ330UMRDM.190
3.4.4 Single Open and Allow Suspect Data Behavior
The SingleOpen and AllowSuspectData Elements that are passed via the ReqMsg.MsgKey.Attrib can effect how state
information is processed. When the provider indicates support for SingleOpen behavior, the provider should drive the recovery
of item streams. If no provider support is indicated, the consumer should drive any recovery.
The following table shows how a provider can convert messages to honor the consumer’s SingleOpen and
AllowSuspectData settings. The first column in the table shows the provider’s actual streamState and dataState. Each
subsequent column shows how this state information can be modified to follow that column’s specific SingleOpen and
AllowSuspectData settings. If any SingleOpen and AllowSuspectData configuration causes a contradiction in behavior
(e.g., SingleOpen indicates that the provider should handle recovery, but AllowSuspectData indicates that the consumer
does not want to receive suspect status), SingleOpen behavior takes precedence.
The following table uses the abbreviations:
• SS for streamState
•DS for dataState
Note: The Transport API does not perform any special processing based on the SingleOpen and AllowSuspectData settings.
The provider application must perform any necessary conversion.
If AcceptingRequests is FALSE, new requests should not be made to a provider application, regardless of ServiceState.
However, even if AcceptingRequests is FALSE, reissue requests can still be made for any item streams that are currently
open to the provider.
ACTUAL STATE
INFORMATION
MESSAGE SENT WHEN:
SINGLEOPEN = 1
ALLOWSUSPECTDATA = 1
MESSAGE SENT WHEN:
SINGLEOPEN = 1
ALLOWSUSPECTDATA = 0
MESSAGE SENT WHEN:
SINGLEOPEN = 0
ALLOWSUSPECTDATA = 1
MESSAGE SENT WHEN:
SINGLEOPEN = 0
ALLOWSUSPECTDATA =
0
SS = OPEN
DS = SUSPECT
SS = OPEN
DS = SUSPECT
SS = OPEN
DS = SUSPECT
SS = OPEN
DS = SUSPECT
SS = CLOSED_RECOVER
DS = SUSPECT
SS = CLOSED_RECOVER
DS = SUSPECT
SS = OPEN
DS = SUSPECT
SS = OPEN
DS = SUSPECT
SS = CLOSED_RECOVER
DS = SUSPECT
SS = CLOSED_RECOVER
DS = SUSPECT
New item request whena:
ServiceState = DOWN
AcceptingRequests = TRUE
a. For more information, refer to Source Directory information in Chapter 4, Source Directory Domain.
SS = OPEN
DS = SUSPECT
SS = OPEN
DS = SUSPECT
SS = CLOSED_RECOVER
DS = SUSPECT
SS = CLOSED_RECOVER
DS = SUSPECT
New item requests whena:
ServiceState = UP
AcceptingRequests = TRUE
SS = OPEN
DS = OK or SUSPECT based
on individual item’s state.
SS = OPEN
DS = OK or SUSPECT based
on individual item’s state.
SS = OPEN
DS = OK or SUSPECT based
on individual item’s state.
If DS == OK: SS = OPEN
if DS == SUSPECT: SS =
CLOSED_RECOVER
Table 15: SingleOpen and AllowSuspectData Handling

Chapter 3 Login Domain
Transport API 3.3.x Java Edition – Developers Guide 35
ETAJ330UMRDM.190
3.5 Login Sample XML
3.5.1 Login Request Message Sample XML
Code Example 1: Login Request Message Sample XML Message Layout
<REQUEST domainType="LOGIN" streamId="1" containerType="NO_DATA" flags="0x04 (STREAMING)"
dataSize="0">
<key flags="0x26 (HAS_NAME|HAS_NAME_TYPE|HAS_ATTRIB)" name="patrick.kerkstra" nameType="1"
attribContainerType="ELEMENT_LIST">
<attrib>
<elementList flags="0x08 (HAS_STANDARD_DATA)">
<elementEntry name="ApplicationId" dataType="ASCII_STRING" data="256"/>
<elementEntry name="ApplicationName" dataType="ASCII_STRING" data="Consumer"/>
<elementEntry name="Position" dataType="ASCII_STRING" data="127.0.0.1/net"/>
<elementEntry name="Password" dataType="ASCII_STRING" data="myPassword"/>
<elementEntry name="ProvidePermissionProfile" dataType="UINT" data="1"/>
<elementEntry name="ProvidePermissionExpressions" dataType="UINT" data="1"/>
<elementEntry name="SingleOpen" dataType="UINT" data="1"/>
<elementEntry name="AllowSuspectData" dataType="UINT" data="1"/>
<elementEntry name="InstanceId" dataType="ASCII_STRING" data="myInstance"/>
<elementEntry name="Role" dataType="UINT" data="0"/>
<elementEntry name="DownloadConnectionConfig" dataType="UINT" data="0"/>
</elementList>
</attrib>
</key>
<dataBody>
</dataBody>
</REQUEST>

Chapter 3 Login Domain
Transport API 3.3.x Java Edition – Developers Guide 36
ETAJ330UMRDM.190
3.5.2 Login Refresh Message Sample XML
Code Example 2: Login Refresh Message Sample XML Message Layout
<REFRESH domainType="LOGIN" streamId="1" containerType="NO_DATA" flags="0x168
(HAS_MSG_KEY|SOLICITED|REFRESH_COMPLETE|CLEAR_CACHE)" groupId="0" State: Open/Ok/None - text:
"Login accepted by host oaklrh196." dataSize="0">
<key flags="0x26 (HAS_NAME|HAS_NAME_TYPE|HAS_ATTRIB)" name="patrick.kerkstra" nameType="1"
attribContainerType="ELEMENT_LIST">
<attrib>
<elementList flags="0x08 (HAS_STANDARD_DATA)">
<elementEntry name="AllowSuspectData" dataType="UINT" data="1"/>
<elementEntry name="ApplicationId" dataType="ASCII_STRING" data="256"/>
<elementEntry name="ApplicationName" dataType="ASCII_STRING" data="ADS"/>
<elementEntry name="Position" dataType="ASCII_STRING" data="127.0.0.1/net"/>
<elementEntry name="ProvidePermissionExpressions" dataType="UINT" data="1"/>
<elementEntry name="ProvidePermissionProfile" dataType="UINT" data="0"/>
<elementEntry name="SingleOpen" dataType="UINT" data="1"/>
<elementEntry name="SupportOMMPost" dataType="UINT" data="1"/>
<elementEntry name="SupportStandby" dataType="UINT" data="1"/>
<elementEntry name="SupportBatchRequests" dataType="UINT" data="1"/>
<elementEntry name="SupportViewRequests" dataType="UINT" data="1"/>
<elementEntry name="SupportOptimizedPauseResume" dataType="UINT" data="1"/>
</elementList>
</attrib>
</key>
<dataBody>
</dataBody>
</REFRESH>

Chapter 4 Source Directory Domain
Transport API 3.3.x Java Edition – Developers Guide 37
ETAJ330UMRDM.190
Chapter 4 Source Directory Domain
4.1 Description
The Source Directory domain model conveys:
•Information about all available services and their capabilities. This includes information about domain types supported
within a service, the service’s state, the QoS, and any item group information associated with the service. Each service is
associated with a unique serviceId. When requesting or responding to information associated with a specific service, the
serviceId is specified in the msgKey.
•Status information associated with item groups. This allows a single message to change the state of all associated items,
avoiding the need to send a status message for each individual item. The consumer is responsible for applying any
changes to its open items. For details, refer to Section 4.3.1.2 and Section 4.3.1.3.
•Source Mirroring information between an ADH and OMM interactive provider applications exchanged via a specifically-
formatted generic message as described in Section 4.2.5.

Chapter 4 Source Directory Domain
Transport API 3.3.x Java Edition – Developers Guide 38
ETAJ330UMRDM.190
4.2 Usage
4.2.1 Source Directory Request Message
A Directory request message is encoded and sent by OMM consumer applications. A consumer can request information about
all services by omitting serviceId information, or specify a serviceId to request information about only that service. Because
the Source Directory domain uses a FilterList, a consumer can indicate the specific source related information in which it is
interested via a msgKey.filter. Each bit-value represented in the filter corresponds to an information set that can be provided
in response messages. A consumer can change the requested filter via a reissue. For more details about the FilterList
type, refer to the Transport API Java Edition Developers Guide.
Thomson Reuters recommends that a consumer application minimally request Info, State, and Group filters for the Source
Directory:
• The Info filter contains the ServiceName and serviceId data for all available services. When an appropriate service is
discovered by the OMM Consumer, the serviceId associated with the service is used on subsequent requests to that
service.
• The State filter contains status data for the service. Status data informs the Consumer whether the service is up (and
available) or down (and unavailable).
• The Group filter conveys any item group status information, including group states and as regards the merging of
groups if applicable.
Note: If an application does not subscribe to the Source Directory’s group filter, it will not receive group status messages. This
can result in potentially incorrect item state information, as relevant status information may be missed.
COMPONENT DESCRIPTION / VALUE
msgClass Required. MsgClasses.REQUEST == 1
domainType Required. DomainTypes.SOURCE == 4
qos Not used.
worstQos Not used.
priorityClass Not used.
priorityCount Not used.
extendedHeader Not used.
msgKey.nameType Not used.
msgKey.name Not used.
Table 16: Source Directory Request Message Member Use

Chapter 4 Source Directory Domain
Transport API 3.3.x Java Edition – Developers Guide 39
ETAJ330UMRDM.190
msgKey.filter Required. Specifies a filter indicating the specific data in which a consumer is interested.
Available categories include:
•Directory.ServiceFilterFlags.INFO == 0x01
•Directory.ServiceFilterFlags.STATE == 0x02
•Directory.ServiceFilterFlags.GROUP == 0x04
•Directory.ServiceFilterFlags.LOAD == 0x08
•Directory.ServiceFilterFlags.DATA == 0x10
•Directory.ServiceFilterFlags.LINK == 0x20
•Directory.ServiceFilterFlags.SEQ_MCAST == 0x40
For details on the contents of each filter entry, refer to Section 4.3.1.1.
msgKey.serviceId Optional. If a consumer wants information regarding only one particular service, it should
specifythe msgKey.serviceId of that service (i.e., set a msgKey.flags value of
MsgKeyFlags.HAS_SERVICE_ID). If the consumer wishes to receive information about all
services, the consumer should not specify a msgKey.serviceId (i.e., the consumer should not
set MsgKeyFlags.HAS_SERVICE_ID).
msgKey.identifier Not used.
msgKey.attrib Not used.
Payload Not used.
COMPONENT DESCRIPTION / VALUE
Table 16: Source Directory Request Message Member Use (Continued)

Chapter 4 Source Directory Domain
Transport API 3.3.x Java Edition – Developers Guide 40
ETAJ330UMRDM.190
4.2.2 Source Directory Refresh Message
A Directory Refresh Message is sent by OMM provider and OMM non-interactive provider applications. This message
provides information about currently-known services, as well as additional details ranging from state information to provided
domain types.
COMPONENT DESCRIPTION / VALUE
msgClass Required. MsgClasses.REFRESH == 2
domainType Required. DomainTypes.SOURCE == 4
state Required. Indicates stream and data state information.
qos Not used.
seqNum Optional. A user-specified, item-level sequence number that the application can use to
sequence messages within this stream.
groupId Not used.
permData Not used.
extendedHeader Not used.
msgKey.serviceId Not used.
msgKey.nameType Not used.
msgKey.name Not used.
msgKey.filter Required. Identifies the filtered entries provided in this response. When possible, this should
match the filter set in the consumer’s request. For additional details, refer to the
msgKey.filter member in Section 4.2.1.
msgKey.identifier Not used.
msgKey.attrib Not used.
Payload Required. The payload contains data about available services in the form of a Map where each
entry’s key is one serviceId. For additional details, refer to Section 4.3.1.
Table 17: Source Directory Refresh Message Member Use

Chapter 4 Source Directory Domain
Transport API 3.3.x Java Edition – Developers Guide 41
ETAJ330UMRDM.190
4.2.3 Source Directory Update Message
A Source Directory Update Message is sent by OMM provider and OMM non-interactive provider applications. An Update
message can:
• Indicate the addition or removal of services from the system or changes to existing services.
• Convey item group status information via the State and Group filter entries. For more information about item group
use, refer to the Transport API Java Edition Developers Guide.
COMPONENT DESCRIPTION / VALUE
msgClass Required. MsgClasses.UPDATE == 4
domainType Required. DomainTypes.SOURCE == 4
updateType Not used.
seqNum Optional. A user-specified, item-level sequence number that the application can use to
sequence messages in this stream.
conflationCount Not used.
conflationTime Not used.
permData Not used.
extendedHeader Not used.
msgKey.serviceId Not used.
msgKey.nameType Not used.
msgKey.name Not used.
msgKey.filter Optional. The msgKey.filter indicates which filter entries are provided in this response. For
an update, this conveys only the ID values associated with filter entries present in the update
payload.
For more details, refer to the msgKey.filter member in Section 4.2.1.
msgKey.identifier Not used.
msgKey.attrib Not used.
Payload Required. The payload contains only the changed information associated with the provided
services. For more details, refer to Section 4.3.1.
Table 18: Source Directory Update Message Member Use

Chapter 4 Source Directory Domain
Transport API 3.3.x Java Edition – Developers Guide 42
ETAJ330UMRDM.190
4.2.4 Source Directory Status Message
A Source Directory status message is encoded and sent by both OMM interactive provider and non-interactive provider
applications. This message conveys state change information associated with a source directory stream.
COMPONENT DESCRIPTION / VALUE
msgClass Required. MsgClasses.STATUS == 3
domainType Required. DomainTypes.SOURCE == 4
state Optional. Contains stream and data state information for the directory stream.
groupId Not used.
permData Optional. If present, this is the new permissioning information associated with all contents on
the stream.
extendedHeader Not used.
msgKey.serviceId Not used.
msgKey.nameType Not used.
msgKey.name Not used.
msgKey.filter Required. The filter represents the filter entries being provided in this response. When
possible, this should match the filter as set in the consumer’s request.
For additional details, refer to the msgKey.filter member in Section 4.2.1
msgKey.identifier Not used.
msgKey.attrib Not used.
Payload Not used.
Table 19: Source Directory Status Message Member Use

Chapter 4 Source Directory Domain
Transport API 3.3.x Java Edition – Developers Guide 43
ETAJ330UMRDM.190
4.2.5 Source Directory Generic Message
A Source Directory Generic message is encoded and sent by an ADH when using a ‘hot standby’ configuration. When running
in hot standby mode, the ADH can leverage source mirroring and use a generic message to convey usage information to
upstream providers. A generic message can inform providers whether the ADH is an active server without a standby
(ActiveNoStandby), an active server with a standby (ActiveWithStandby) or a standby provider (Standby). This message is
mainly for informational purposes, and allows a provider to better understand their role in a hot standby environment (the
provider does not require a return action or acknowledgment).
A provider indicates each service’s ability to process this message via the AcceptingConsumerStatus element in its Source
Directory responses (refer to Section 4.3.1.1).
COMPONENT DESCRIPTION / VALUE
msgClass Required. MsgClasses.GENERIC == 7
domainType Required. DomainTypes.SOURCE == 4
partNum Not used.
seqNum Optional. A user-specified, item-level sequence number that the application can use to
sequence messages in this stream.
secondarySeqNum Not used.
permData Not used.
extendedHeader Not used.
msgKey.serviceId Not used (Payload can contain information pertaining to multiple services, each of which is
specifically identified in the payload).
msgKey.nameType Not used.
msgKey.name Required. The name of this message must be ConsumerStatus.
msgKey.filter Not used.
msgKey.identifier Not used.
msgKey.attrib Not used.
Payload Required. The payload is a Map whose entries contain the Source Mirroring status for each
service. For the full structure, refer to Section 4.3.2.
Table 20: Source Directory Generic Message Member Use

Chapter 4 Source Directory Domain
Transport API 3.3.x Java Edition – Developers Guide 44
ETAJ330UMRDM.190
4.3 Data
4.3.1 Source Directory Refresh and Update Payload
A list of services is represented by a Map. Each MapEntry represents a known service and is uniquely identified by its
msgKey.serviceId (i.e., its key).
The information about each service is represented as a FilterList. Each FilterEntry contains one of six different
categories of information. These categories should correspond to the msgKey.filter member of the refresh or update.
For example layouts of these messages, refer to Section 4.5.
Figure 5. Source Directory Refresh and Update Message Payload
KEY TYPE CONTAINER TYPE PERMISSION DATA DESCRIPTION
DataTypes.UINT DataTypes.FILTER_LIST Not used Contains information for each known service.
The key is the service’s msgKey.serviceId.
Table 21: Source Directory Map Contents

Chapter 4 Source Directory Domain
Transport API 3.3.x Java Edition – Developers Guide 45
ETAJ330UMRDM.190
There are six categories of information about a service, each represented by one FilterEntry. Categories can be added or
updated in update messages (note that the clear action FilterEntryActions.CLEAR is not used, and that the Info category
should not change).
FILTERENTRY ID
(CORRESPONDING MSGKEY.FILTER BIT-
VALUE) TYPE DESCRIPTION
Directory.ServiceFilterIds.INFO == 1
(Directory.ServiceFilterFlags.INFO == 0x01)
DataTypes.ELEMENT_LIST Provider applications must be able to provide
this information.
Identifies a service and its available data.
Refer to Section 4.3.1.1.
Directory.ServiceFilterIds.STATE = 2
(Directory.ServiceFilterFlags.STATE == 0x02)
DataTypes.ELEMENT_LIST Provider applications must be able to provide
this information.
Describes the current state of a service (i.e., the
service’s current ability to provide data). Can also
change the status of all items associated with this
service.
The effects of this category occur immediately.
Therefore, the initiating UpdateMsg should set
UpdateMsgFlags.DO_NOT_CONFLATE.
Refer to Section 4.3.1.2.
Directory.ServiceFilterIds.GROUP == 3
(Directory.ServiceFilterFlags.GROUP == 0x04)
DataTypes.ELEMENT_LIST Manages group information. Can change the
status of a group of items or merge items from one
group to another.
The effects of this category occur immediately and
only affect existing items. Therefore, the initiating
UpdateMsg should set
UpdateMsgFlags.DO_NOT_CONFLATE and
UpdateMsgFlags.DO_NOT_CACHE.
Refer to Section 4.3.1.3.
Directory.ServiceFilterIds.LOAD == 4
(Directory.ServiceFilterFlags.LOAD == 0x08)
DataTypes.ELEMENT_LIST Information about the current workload of this
service, including how many items are currently
being serviced.
Optionally, the initiating UpdateMsg can set
UpdateMsgFlags.DO_NOT_CONFLATE.
Refer to Section 4.3.1.4.
Directory.ServiceFilterIds.DATA == 5
(Directory.ServiceFilterFlags.DATA == 0x10)
DataTypes.ELEMENT_LIST Includes broadcast data that applies to all items
requested from that service. This information is
typically provided in a dedicated UpdateMsg and
sent independently of other filter entries. The data
filter is commonly used with ANSI Page-based
data.
Flag values
UpdateMsgFlags.DO_NOT_CONFLATE and
UpdateMsgFlags.DO_NOT_CACHE can
optionally be set to prevent conflation and caching
of this content.
Refer to Section 4.3.1.5.
Table 22: Source Directory MapEntry Filter Entries

Chapter 4 Source Directory Domain
Transport API 3.3.x Java Edition – Developers Guide 46
ETAJ330UMRDM.190
4.3.1.1 Source Directory Info Filter Entry
The Info filter entry (Directory.ServiceFilterFlags.INFO, Directory.ServiceFilterIds.INFO) conveys information that
identifies a service and the content it can provide. This includes information about provided domain types (e.g., Market Price,
Market By Order), available QoS, and the names of any dictionaries required to parse the published content.
The Info FilterEntry should be present when a service is first added, and should not be changed as long as the service
remains in the list.
If a FilterEntry element uses a default value, it is included in the element’s description.
Directory.ServiceFilterIds.LINK = 6
(Directory.ServiceFilterFlags.LINK = 0x20)
DataTypes.MAP Provides information about individual upstream
sources that provide data for this service. This is
primarily used by systems that aggregate sources
(such as the ADH) for identification and load
balancing, and is not required to be processed by
a consumer application.
Refer to Section 4.3.1.6.
Directory.ServiceFilterIds.SEQ_MCAST = 7
(Directory.ServiceFilterFlags.SEQ_MCAST = 0x40)
DataTypes.ELEMENT_LIST Provides information about the EDF (Elektron
Direct Feed) and EDF connection information.
For further information, refer to the Elektron Direct
Feed Development Guide.
Note: The ADH does not track services that are brought down. If you bring up a service after having brought it down, you must
again include the Info filter entry.
ELEMENT NAME TYPE RANGE/
EXAMPLE DESCRIPTION
Name DataTypes.ASCII_STRING e.g., IDN_RDF Required. Specifies the service’s name. This value
allows for mapping between the service name and the
serviceId.
Vendor DataTypes.ASCII_STRING e.g., Thomson
Reuters
Specifies the name of the vendor that provides the data
for this service.
IsSource DataTypes.UINT 0 | 1 Specifies whether the service aggregates content from
multiple sources. Available values are:
•0: The service aggregates multiple sources into a
single service. This is the default behavior.
•1: The service is provided directly by the original
publisher
Table 23: Source Directory Info Filter Entry Elements
FILTERENTRY ID
(CORRESPONDING MSGKEY.FILTER BIT-
VALUE) TYPE DESCRIPTION
Table 22: Source Directory MapEntry Filter Entries (Continued)

Chapter 4 Source Directory Domain
Transport API 3.3.x Java Edition – Developers Guide 47
ETAJ330UMRDM.190
Capabilities DataTypes.ARRAY of
DataTypes.UINT
e.g., [5, 6] Required. Lists the domains which this service can
provide.
For example, a list containing
DomainTypes.DICTIONARY (5) and
DomainTypes.MARKET_PRICE (6) indicates a
consumer can request dictionaries and Market Price
data from this service. Set Array.itemLength to 1,
as each domainType uses only one byte.
DictionariesProvided DataTypes.ARRAY of
DataTypes.ASCII_STRING
e.g., RWFFld Lists the Dictionary names that this service can
provide. A consumer can obtain these dictionaries by
requesting them by name on the
DomainTypes.DICTIONARY domain.
For details, refer to Chapter 5, Dictionary Domain.
DictionariesUsed DataTypes.ARRAY of
DataTypes.ASCII_STRING
e.g., RWFFld,
RWFEnum
Conditional. Lists the Dictionary names that might be
required to fully process data from this service.
Whether or not the dictionary is required depends on
the consumer’s needs. For example: if the consumer is
not a display application, it might not need an
Enumerated Types Dictionary.
For details, refer to Chapter 5, Dictionary Domain.
QoS DataTypes.ARRAY of
DataTypes.QOS
e.g., Realtime, Tick-
By-Tick
Specifies the available Qualities of Service (QoS).
• If the data comes from one source, there will
usually be only one QoS.
• If there are multiple sources, more than one QoS
may be available.
The default QoS is Realtime, Tick-By-Tick. Thus. if a
QoS is not provided, or if the Transport API receives a
QoS value of Unspecified, the Transport API assumes
the service provides a QoS of Realtime, Tick-By-Tick.
For more information about QoS use and handling,
refer to the Transport API Java Edition Developers
Guide.
SupportsQoSRange DataTypes.UINT 0 | 1 Indicates whether the provider supports a QoS range
when requesting an item.
If supported, a consumer can indicate an acceptable
range via the qos and worstQos members of an
RequestMsg.
•0: The provider does not support QoS range
requests. This is the default behavior.
•1: The provider supports QoS range requests.
ItemList DataTypes.ASCII_STRING Specifies the name of a SymbolList (i.e., a specific item
requested to get the names of all items available for
this service). The consumer requests this item via the
DomainTypes.SYMBOL_LIST domain (See Chapter
11, Symbol List Domain).
ELEMENT NAME TYPE RANGE/
EXAMPLE DESCRIPTION
Table 23: Source Directory Info Filter Entry Elements (Continued)

Chapter 4 Source Directory Domain
Transport API 3.3.x Java Edition – Developers Guide 48
ETAJ330UMRDM.190
SupportsOutOfBandSnapshots DataTypes.UINT 0 | 1 Indicates whether Snapshot requests can still be made
after reaching the OpenLimit (refer to Section 4.3.1.4).
•0: Snapshot requests cannot be made if the
OpenLimit is reached.
•1: Snapshot requests can be made even when the
OpenLimit is reached. This is the default behavior.
AcceptingConsumerStatus DataTypes.UINT 0 | 1 Indicates whether a service can accept and process
messages related to Source Mirroring (refer to Section
4.2.4).
•0: The service cannot accept and process
messages related to Source Mirroring.
•1: The service can accept and process messages
related to Source Mirroring. This is the default
behavior.
ELEMENT NAME TYPE RANGE/
EXAMPLE DESCRIPTION
Table 23: Source Directory Info Filter Entry Elements (Continued)

Chapter 4 Source Directory Domain
Transport API 3.3.x Java Edition – Developers Guide 49
ETAJ330UMRDM.190
4.3.1.2 Source Directory State Filter Entry
The State filter entry (Directory.ServiceFilterFlags.STATE, Directory.ServiceFilterIds.STATE) conveys information about
the current state of a service. This information usually has some bearing on the availability of data from a service. If a service
becomes temporarily unavailable or becomes available again, consumers are informed via updates to this category.
A State filter entry should be present in the initial refresh, and then updated whenever needed.
The Status element can change the state of items provided by this service. Prior to changing a service status, Thomson
Reuters recommends that you issue item or group status messages to update item states. For example, before bringing down
a service, a provider application should change the Status element of all items to StreamStates.CLOSED_RECOVER.
Any default behavior is explained in the Element’s description.
Note: The ADH does not track services that are brought down. If you bring up a service after having brought it down, you must
include the Info filter entry (refer to Section 4.3.1.1).
ELEMENT NAME TYPE RANGE/EXAMPLE DESCRIPTION
ServiceState DataTypes.UINT 0 | 1 Required. Indicates whether the original provider of the data
is available to respond to new requests. If the service is
down, requests for data may be handled by the immediate
upstream provider (to which the consumer is directly
connected). However, because the most current data might
be serviced from a cached copy while the source is down, the
most current data may not be immediately available.
Changes to ServiceState do not affect streams that are
already open.
Available values are:
•0: Service is Down
•1: Service is Up
Refer to Section 4.4.2.
AcceptingRequests DataTypes.UINT 0 | 1 Indicates whether the immediate provider can accept new
requests and/or handle reissue requests on already open
streams. Existing streams remain unaffected, however new
requests may be rejected. AcceptingRequests defaults to
1.
Available values are:
•0: The provider cannot accept new requests on existing
streams.
•1: The provider can accept new requests on existing
streams.
Refer to Section 4.4.2.
Status DataTypes.STATE e.g., [StreamStates.OPEN,
DataStates.OK,
StateCodes.NONE]
Specifies a status change to apply to all items provided by
this service. It is equivalent to sending a StatusMsg for each
item.
The streamState is only allowed to be
StreamStates.OPEN or
StreamStates.CLOSED_RECOVER.
This status only applies to item streams that have received a
refresh or status of OPEN/OK.
Refer to Section 4.4.3.1.
Table 24: Source Directory State FilterEntry Elements
Chapter 4 Source Directory Domain
Transport API 3.3.x Java Edition – Developers Guide 50
ETAJ330UMRDM.190

Chapter 4 Source Directory Domain
Transport API 3.3.x Java Edition – Developers Guide 51
ETAJ330UMRDM.190
4.3.1.3 Source Directory Group Filter Entry
The Group filter entry (Directory.ServiceFilterFlags.GROUP, Directory.ServiceFilterIds.GROUP) conveys item group
status and item group merge information. Every item stream is associated with an item group as defined by the groupId
provided with the item’s RefreshMsg or StatusMsg. If some kind of change impacts all items within the same group, only a
single group status message need be provided. For more information on item group use and handling, see the Transport API
Java Edition Developers Guide.
If multiple group FilterEntrys are received in a single FilterList, then they should be applied in the order in which they
were received.
Any default behavior is explained in the Element’s description.
ELEMENT NAME TYPE RANGE/EXAMPLE DESCRIPTION
Group DataTypes.BUFFER e.g., 1.26.102 Required. Specifies the groupId with which this
information is associated.
This is typically represented as a series of 2-byte unsigned
integers (i.e., two-byte unsigned integers written directly next
to each other in the buffer). The example provided in the
RANGE / EXAMPLE column of this table shows such a
series, with inserted dots to help indicate two-byte value.
When encoded into a buffer, do not include these dots.
MergedToGroup DataTypes.BUFFER e.g., 1.26.110 Changes all items whose group currently matches the
Group element to the specified MergedToGroup.
Note: The consumer should change the groupId of
those items to match this element.
Status DataTypes.STATE e.g., [StreamStates.OPEN,
DataStates.OK,
StateCodes.NONE, ]
A status change to be applied to all items whose groupId
matches the Group element. It is equivalent to sending a
StatusMsg to each item.
• The streamState is only allowed to be
StreamStates.OPEN or
StreamStates.CLOSED_RECOVER.
• If you need to convey group status text or code
information without changing the data state, use the
value DataStates.NO_CHANGE.
• If present in the same message as a MergedToGroup
element, this change should be applied before the
merge.
This change only applies to item streams that have received
a refresh or status with a state of OPEN/OK.
Refer to Section 4.4.3.2
Table 25: Source Directory Group FilterEntry Elements

Chapter 4 Source Directory Domain
Transport API 3.3.x Java Edition – Developers Guide 52
ETAJ330UMRDM.190
4.3.1.4 Source Directory Load Filter Entry
The Load filter entry (Directory.ServiceFilterFlags.LOAD, Directory.ServiceFilterIds.LOAD) conveys information about the
service’s workload. If multiple services can provide desired data, a consumer can use service workload information to help
decide which to use. None of these elements are required, nor have a default value.
4.3.1.5 Source Directory Data Filter Entry
The Data filter entry (Directory.ServiceFilterFlags.DATA, Directory.ServiceFilterIds.DATA) conveys information that should
be applied to all items associated with the service. This is commonly used for services that provide ANSI Page-based data.
These elements has do not have a default value.
ELEMENT NAME TYPE RANGE/
EXAMPLE DESCRIPTION
OpenLimit DataTypes.UINT 0 – 4,294,967,295 Maximum number of streaming items that the client is allowed to
open for this service.
If the service supports out-of-band snapshots, snapshot requests do
not count against this limit (refer to Section 4.3.1.1).
OpenWindow DataTypes.UINT 0 - 4,294,967,295 Maximum number of outstanding requests (i.e., requests for items not
yet open) that the service will allow at any given time.
If OpenWindow is 0, the behavior is the same as setting
AcceptingRequests to 0 and no open item request is accepted.
The provider should not assume that the OpenWindow becomes
effective immediately.
LoadFactor DataTypes.UINT 0-65,535 A number indicating the current workload on the source providing the
data.
This number and the means of its calculation vary based on the
system (i.e., bandwidth usage, CPU usage, number of clients, etc).
The only requirements are that:
•The LoadFactor should be calculated the same way for all
services in a system.
• A more heavily-loaded service should have a higher LoadFactor
than one that is less loaded.
Table 26: Source Directory Load FilterEntry Elements
ELEMENT NAME TYPE RANGE/EXAMPLE DESCRIPTION
Type DataTypes.UINT • Time(1)
•Alert (2)
• Headline (3)
• Status (4)
• Reserved values : 0 - 1023
Conditional. You must include Type when data is present.
Explains the content of the Data.
Data Any Data Type Data that should be applied to all items from the service;
commonly used for services providing ANSI Page-based data.
The contents of this element should be applied as an update to
every item open for this stream. After the data fans out, it does
not need to be cached as part of the source directory.
Table 27: Source Directory Data FilterEntry Elements

Chapter 4 Source Directory Domain
Transport API 3.3.x Java Edition – Developers Guide 53
ETAJ330UMRDM.190
4.3.1.6 Source Directory Link Filter Entry
The Link filter entry (Directory.ServiceFilterFlags.LINK, Directory.ServiceFilterIds.LINK) conveys information about the
upstream sources that provide data to a service.
This information is represented as a Map, where each MapEntry represents one upstream source. The map entry key is the
name associated with the communication link, and is of type DataTypes.ASCII_STRING. This name is scoped globally, and if
multiple sources have the same name, they are assumed to be identical and the aggregating system will balance requests
among them.
An ADH component can leverage this information for failover and hot standby functionality. More detailed information is
available in the ADH documentation. A typical consumer application can treat this entry as mainly informational. The consumer
should use the State FilterEntry to make programmatic decisions about service availability and status.
Any default behavior is explained in the Element’s description.
ELEMENT NAME TYPE RANGE/EXAMPLE DESCRIPTION
Type DataTypes.UINT 1 | 2 Indicates whether the upstream source is interactive or
broadcast. This does not describe whether the service itself is
interactive or broadcast.
•1: The upstream source is interactive (this is the default).
•2: The upstream source is a broadcast source.
LinkState DataTypes.UINT 0 | 1 Required. Indicates whether the upstream source is up or
down
•0: The upstream source is down.
•1: The upstream source is up.
LinkCode DataTypes.UINT 0 - 3 Provides additional status information about the upstream
source.
•0: None (this is the default)
•1: Ok
•2: RecoveryStarted
•3: RecoveryCompleted
Text DataTypes.ASCII_STRING N/A Explains the LinkState and LinkCode. Text defaults to “”.
Table 28: Source Directory Link FilterEntry Map Contents

Chapter 4 Source Directory Domain
Transport API 3.3.x Java Edition – Developers Guide 54
ETAJ330UMRDM.190
4.3.1.7 Source Directory Sequenced Multicast Filter Entry
The Sequenced Multicast filter entry (Directory.ServiceFilterFlags.SEQ_MCAST,
Directory.ServiceFilterIds.SEQ_MCAST) convey information about EDF components and connection information.
This information is represented as an ElementList, where each ElementEntry represents information about the EDF
component. The entries that contain the information about the Real Time Streams or Gap Fill Servers will have ElementEntry
that contain Vector with VectorEntry with additional connection information (Multicast Group, Port, and Domain).
While none of the FieldEntry Map elements are required, all of the FieldEntry vector elements are required.
ELEMENT NAME TYPE RANGE/
EXAMPLE DESCRIPTION
ReferenceDataServerHost DataTypes.ASCII_STRING 10.0.1.125 The hostname, or IP address, of the Reference Data Server.
ReferenceDataServerPort DataTypes.UINT 14000 The port number to which the Reference Data Server is bound
and on which it listens for incoming connections.
SnapshotServerHost DataTypes.ASCII_STRING 10.0.1.125 The hostname, or IP address, of the Snapshot server.
SnapshotServerPort DataTypes.UINT 14002 The port number to which the Snapshot Server is bound and
on which it listens for incoming connections.
GapRecoveryServerHost DataTypes.ASCII_STRING 10.0.1.125 The hostname, or IP address, of the Gap Recovery Server.
GapRecoveryServerPort DataTypes.UINT 14001 The port number to which the Gap Recovery Server is bound
and on which it listens for incoming connections.
StreamingMulticastChannel
s
DataTypes.VECTOR of
DataTypes.ELEMENT_LIST
Multicast channel/port information for the streaming data
provided by the service.
GapMulticastChannels DataTypes.VECTOR of
DataTypes.ELEMENT_LIST
Multicast channel/port information used by the Gap Recovery
Server.
Table 29: Source Directory Sequenced Multicast FilterEntry Map Contents
ELEMENT NAME TYPE RANGE/
EXAMPLE DESCRIPTION
MulticastGroup DataTypes.ASCII_STRING 224.1.62.2 Required. The Multicast channel used.
Port DataTypes.UINT 30001 Required. The port used.
Domain DataTypes.UINT 6 (MarketPrice) Required. The domain covered by this multicast channel
and port.
Table 30: Source Directory Sequenced Multicast FilterEntry Vector Contents

Chapter 4 Source Directory Domain
Transport API 3.3.x Java Edition – Developers Guide 55
ETAJ330UMRDM.190
4.3.2 Source Directory ConsumerStatus Generic Message Payload
The data structure for the ConsumerStatus message is a Map. Each MapEntry sends status to one service and is uniquely
identified by msgKey.serviceId (its key). Each entry contains an ElementList with one ElementEntry that indicates how the
provider is used. MapEntrys do not use permission data.
4.4 Special Semantics
4.4.1 Multiple Streams
Unlike other MessageModelTypes, two directory streams can be open with identical message key information. It is also
permissible to change an open stream’s filter.
4.4.2 ServiceState and AcceptingRequests
The ServiceState and AcceptingRequests elements in the State filter entry work together to indicate the ability of a
particular service to provide data:
•ServiceState indicates whether the source of the data is accepting requests.
Note: GenericMsg(s) are supported for the DIRECTORY RDM only for sending / receiving information related to
ConsumerStatus/Source Mirroring Mode.
KEY TYPE VALUE TYPE DESCRIPTION
DataTypes.UINT DataTypes.ELEMENT_LIST Required. Represents a service in the Source Directory. Contains an
ElementList with Source Mirroring information for that service.
Table 31: Source Directory GenericMsg MapEntry
ELEMENT NAME TYPE RANGE/EXAMPLE DESCRIPTION
SourceMirroringMode DataTypes.UINT 0 - 2 Required. Indicates how the downstream component uses the
service. There is no default setting. SourceMirroringMode
can have any of the following values:
•0: ActiveNoStandby. The downstream device uses the
data from this service, and does not receive it from any
other service.
•1: ActiveWithStandby. The downstream device uses the
data from this service, but also receives it from another
service.
•2: Standby. The downstream device receives data from
this service, but actually uses data from another
service.
A reply from the provider application is not needed
because this is for informational use only.
Table 32: Source Directory Generic Message MapEntry Elements

Chapter 4 Source Directory Domain
Transport API 3.3.x Java Edition – Developers Guide 56
ETAJ330UMRDM.190
•AcceptingRequests indicates whether the immediate upstream provider (the provider to which the consumer is
directly connected) can accept new requests. If False, new requests are rejected while existing streams remain
unaffected (reissue requests can still be made for any item streams that are currently open to the provider).
The following table applies only to new requests. Changes to the status of current streams should be sent using individual item
status messages or group status messages via the Group filter entry (refer to Section 4.3.1.3).
SERVICESTATE ACCEPTINGREQUESTS MEANING
Up(1)Yes (1) New requests and reissue requests can be successfully processed.
Up(1)No (0) Although the source of data is available, the immediate provider is not
accepting new requests. It may be possible to request from another provider.
However, reissue requests on already open streams can be processed.
Down (0)Yes (1) The source of data is not available. The immediate provider, however, can
accept the request and forward it when the source becomes available.
Down (0)No (0) Neither the source nor the immediate provider is accepting new requests.
Table 33: ServiceState and AcceptingRequests

Chapter 4 Source Directory Domain
Transport API 3.3.x Java Edition – Developers Guide 57
ETAJ330UMRDM.190
4.4.3 Service and Group Status Values
The Status elements in the State and Group FilterEntries are transient. Their values should be applied to all existing streams.
The values should not be cached and should not affect any new requests.
4.4.3.1 Service Status
Providers can use a directory’s ServiceState.Status element to efficiently change the state of all of a service’s existing
streams with a single message. The ServiceState.Status does not apply to requests that are currently pending a first refresh
or status response message. EMA consumer implementation normally fans out state from the Status Element to all items
associated with the service. When EMA does this, it will not forward this Element to the application. Instead, the application
receives a StatusMsg for each item from the service. The other elements from the ServiceState FilterEntry will still be sent to
the application.
4.4.3.2 Group Status
The Group FilterEntry can be used to efficiently change the state of a large number of items with a single message. The
Group.Status does not apply to requests that are currently pending a first refresh or status response message. EMA
consumer implementation normally fans out group messages to all items associated with the group. When EMA does this, it
will not forward this FilterEntry to the application. Instead, the application will receive a StatusMsg for each item in the group.
4.4.4 Removing a Service
If a provider needs to remove a service from the list of known services, it should send the service’s MapEntry with the action
set to MapEntryActions.DELETE. A consumer should place all open items associated with this service in the
StreamStates.CLOSED_RECOVER.
All services associated with a Source Directory stream are removed if:
• The connection between the provider and consumer is closed or lost
• The provider sends a state of StreamStates.CLOSED or StreamStates.CLOSED_RECOVER on the Source
Directory stream.
• The provider sends a message with the RefreshMsgFlags.CLEAR_CACHE on a RefreshMsg or
StatusMsgFlags.CLEAR_CACHE on a StatusMsg on the Source Directory stream.
4.4.5 Non-existent Services
If no services currently exist or the consumer issued a Source Directory request and specified an unknown serviceId, a
Source Directory refresh should be sent containing an empty Map. The provider can then add services, via Source Directory
updates, as they become available.
Note: Though not best practice, some applications may continue to store service information, even after a service is removed.
If this is the case, the application should advertise the service as Down and not accepting requests.

Chapter 4 Source Directory Domain
Transport API 3.3.x Java Edition – Developers Guide 58
ETAJ330UMRDM.190
4.5 Source Directory Sample XML
4.5.1 Source Directory Request Message Sample XML
Code Example 3: Source Directory Request Message Sample XML Message Layout
4.5.2 Source Directory Refresh Message Sample XML
<REQUEST domainType="SOURCE" streamId="2" containerType="NO_DATA" flags="0x04 (STREAMING)"
dataSize="0">
<key flags="0x08 (HAS_FILTER)" filter="63"/>
<dataBody>
</dataBody>
</REQUEST>
<REFRESH domainType="SOURCE" streamId="2" containerType="MAP" flags="0x168
(HAS_MSG_KEY|SOLICITED|REFRESH_COMPLETE|CLEAR_CACHE)" groupId="0" State: Open/Ok/None -
text: "" dataSize="475">
<key flags="0x08 (HAS_FILTER)" filter="63"/>
<dataBody>
<map flags="0x00" countHint="0" keyPrimitiveType="UINT" containerType="FILTER_LIST" >
<mapEntry flags="0x00" action="ADD" key="1257" >
<filterList containerType="ELEMENT_LIST" countHint="0" flags="0x00">
<filterEntry id="1" action="SET" flags="0x02" containerType="ELEMENT_LIST">
<elementList flags="0x08 (HAS_STANDARD_DATA)">
<elementEntry name="Name" dataType="ASCII_STRING" data="MY_SERVICE"/>
<elementEntry name="SupportsQoSRange" dataType="UINT" data="0"/>
<elementEntry name="Capabilities" dataType="ARRAY">
<array itemLength="1" primitiveType="UINT">
<arrayEntry data="5"/>
<arrayEntry data="6"/>
</array>
</elementEntry>
<elementEntry name="QoS" dataType="ARRAY">
<array itemLength="0" primitiveType="QOS">
<arrayEntry Qos: Realtime/TickByTick/Static - timeInfo: 0 - rateInfo: 0/>
</array>
</elementEntry>
<elementEntry name="DictionariesProvided" dataType="ARRAY">
<array itemLength="0" primitiveType="ASCII_STRING">
<arrayEntry data="RWFFld"/>
<arrayEntry data="RWFEnum"/>
</array>
</elementEntry>
<elementEntry name="DictionariesUsed" dataType="ARRAY">
<array itemLength="0" primitiveType="ASCII_STRING">

Chapter 4 Source Directory Domain
Transport API 3.3.x Java Edition – Developers Guide 59
ETAJ330UMRDM.190
Code Example 4: Source Directory Refresh Message Sample XML Message Layout
<arrayEntry data="RWFFld"/>
<arrayEntry data="RWFEnum"/>
</array>
</elementEntry>
<elementEntry name="Vendor" dataType="ASCII_STRING" data="MY_VENDOR"/>
<elementEntry name="IsSource" dataType="UINT" data="1"/>
</elementList>
</filterEntry>
<filterEntry id="2" action="SET" flags="0x02" containerType="ELEMENT_LIST">
<elementList flags="0x08 (HAS_STANDARD_DATA)">
<elementEntry name="ServiceState" dataType="UINT" data="1"/>
<elementEntry name="AcceptingRequests" dataType="UINT" data="1"/>
</elementList>
</filterEntry>
<filterEntry id="4" action="SET" flags="0x02" containerType="ELEMENT_LIST">
<elementList flags="0x08 (HAS_STANDARD_DATA)">
<elementEntry name="OpenLimit" dataType="UINT" data="50000"/>
</elementList>
</filterEntry>
</filterList>
</mapEntry>
<!-- Additional entries... -->
</map>
</dataBody>
</REFRESH>

Chapter 5 Dictionary Domain
Transport API 3.3.x Java Edition – Developers Guide 60
ETAJ330UMRDM.190
Chapter 5 Dictionary Domain
5.1 Description
OMM can optimize bandwidth usage by reducing or removing the need to constantly communicate well-known information
(e.g., names and data types associated with information in a FieldList). Using these techniques, information is instead
contained in a field dictionary, where the field list contains only fieldId references to information in the dictionary.
A provider application can indicate any dictionaries needed to parse published content. To reconstruct omitted information,
consumer applications reference required dictionaries when decoding. Dictionaries may be available locally (i.e., in a file) or
available for request over the network from an upstream provider.
The following dictionaries provide domain models for network requests:
•Field Dictionary: Stores data referenced by the FieldList. Each fieldId in a FieldEntry corresponds to an entry in
the Field Dictionary, which provides information such as the field’s name (e.g., BID) and data type (e.g., DataTypes.INT).
Additional information (such as rippling fields and expected cache-sizing requirements) are also present.
•Enumerated Types Dictionary: Contains tables defining values for enumerated values of type Enum (DataTypes.ENUM).
Each table indicates the fieldId values of all fields that use the data in the table, as well as the possible enumerated
values. For example, a field indicating the currency of an item will use a table listing enumerations of various currencies. If
a consumer decodes the value of that field (e.g., 840), it can cross reference that value with its copy of the table. The entry
the consumer finds will contain a string that the consumer can print (e.g. USD), and possibly a more meaningful
description as well.
•Global Field Set Definition and Global Element Set Definition: Provides global set definition database information.
These databases contain several set definitions, each of which contains a list of fieldId (for field lists) or Name (for
element lists) and value pairs. These definitions are used with structured data and provide bandwidth savings by not
sending data contained in the set definition on the wire.
The consumer should store the information contained in these dictionaries and may need to refer to them when decoding data.
For assistance, the Transport API provides utility functions for loading, encoding, and decoding the Thomson Reuters Field
Dictionary (RDMFieldDictionary) and Enumerated Types Dictionaries (enumtype.def) (for details, refer to Section 5.12).
Note: GenericMsg(s) are not supported for the Dictionary domain model.

Chapter 5 Dictionary Domain
Transport API 3.3.x Java Edition – Developers Guide 61
ETAJ330UMRDM.190
5.2 Decoding Field List Contents with Field and Enumerated Types Dictionaries
By itself, a FieldEntry contains only the fieldId and its associated encoded value in encodedData. With few exceptions, the
type information is not sent with the data and will appear as DataTypes.UNKNOWN. To decode the value, the application
must cross reference the fieldId with the correct Field Dictionary to determine its type. The FieldList.dictionaryId can
optionally convey the identifier of the associated dictionary.
Figure 6. FieldList Referencing Field Dictionary
The consumer matches the fieldId of the FieldEntry to the information about that FID in the dictionary. This tells the
consumer the type (DataTypes) of the data contained in the FieldEntry. The consumer can now decode the data by calling
the appropriate decode function for that type.
If the field’s type is DataTypes.ENUM, the application expects and looks for a table of values in a corresponding Enumerated
Types Dictionary.

Chapter 5 Dictionary Domain
Transport API 3.3.x Java Edition – Developers Guide 62
ETAJ330UMRDM.190
Figure 7. FieldEntry Referencing an Enumerated Types Table
The consumer, having decoded the enumerated value (e.g., 840), finds the correct table that defines the field and looks up the
enumerated value in that table. The value will have a displayable string associated with it (e.g., USD).
5.3 Usage
5.3.1 Dictionary Request Message
A dictionary request message is encoded and sent by OMM consumer applications. The request indicates the name of the
desired dictionary and how much information from that dictionary is needed.
Though updates are not sent on dictionary streams, Thomson Reuters recommends that the consumer make a streaming
request (setting RequestMsgFlags.STREAMING) so that it is notified whenever the dictionary version changes.
COMPONENT DESCRIPTION / VALUE
msgClass Required. MsgClasses.REQUEST == 1
domainType Required. DomainTypes.DICTIONARY == 5
Table 34: Dictionary Request Message Member Use

Chapter 5 Dictionary Domain
Transport API 3.3.x Java Edition – Developers Guide 63
ETAJ330UMRDM.190
qos Not used.
worstQos Not used.
priorityClass Not used.
priorityCount Not used.
extendedHeader Not used.
msgKey.serviceId Required. Specifies the msgKey.serviceId of the service from which the consumer requests
the dictionary.
msgKey.nameType Not used.
msgKey.name Required. Specify a msgKey.flags value of MsgKeyFlags.HAS_NAME. Specifies the
msgKey.name of the desired dictionary as seen in the Source Directory response (refer to
Section 4.3.1.1).
msgKey.filter Required. The filter represents the desired verbosity of the dictionary. The consumer should
set the msgKey.filter according to how much information is needed:
•Dictionary.VerbosityValues.INFO == 0x00: Provides version information only.
•Dictionary.VerbosityValues.MINIMAL == 0x03: Provides information needed for caching.
•Dictionary.VerbosityValues.NORMAL == 0x07: Provides all information needed for
decoding.
•Dictionary.VerbosityValues.VERBOSE == 0x0F: Provides all information (including
comments).
Providers are not required to support the MINIMAL and VERBOSE filters.
msgKey.identifier Not used.
msgKey.attrib Not used.
Payload Not used.
COMPONENT DESCRIPTION / VALUE
Table 34: Dictionary Request Message Member Use (Continued)

Chapter 5 Dictionary Domain
Transport API 3.3.x Java Edition – Developers Guide 64
ETAJ330UMRDM.190
5.3.2 Dictionary Refresh Message
A dictionary request message is encoded and sent by OMM consumer applications. The request indicates the name of the
desired dictionary and how much information from that dictionary is needed.
Though updates are not sent on dictionary streams, Thomson Reuters recommends that the consumer make a streaming
request (setting RequestMsgFlags.STREAMING) so that it is notified whenever the dictionary version changes.
COMPONENT DESCRIPTION / VALUE
msgClass Required. MsgClasses.REQUEST == 1
domainType Required. DomainTypes.DICTIONARY == 5
qos Not used.
worstQos Not used.
priorityClass Not used.
priorityCount Not used.
extendedHeader Not used.
msgKey.serviceId Required. Specifies the msgKey.serviceId of the service from which the consumer requests
the dictionary.
msgKey.nameType Not used.
msgKey.name Required. Specify a msgKey.flags value of MsgKeyFlags.HAS_NAME. Specifies the
msgKey.name of the desired dictionary as seen in the Source Directory response (refer to
Section 4.3.1.1).
msgKey.filter Required. The filter represents the desired verbosity of the dictionary. The consumer should
set the msgKey.filter according to how much information is needed:
•Dictionary.VerbosityValues.INFO == 0x00: Provides version information only.
•Dictionary.VerbosityValues.MINIMAL == 0x03: Provides information needed for caching.
•Dictionary.VerbosityValues.NORMAL == 0x07: Provides all information needed for
decoding.
•Dictionary.VerbosityValues.VERBOSE == 0x0F: Provides all information (including
comments).
Providers are not required to support the MINIMAL and VERBOSE filters.
msgKey.identifier Not used.
msgKey.attrib Not used.
Payload Not used.
Table 35: Dictionary Request Message Member Use

Chapter 5 Dictionary Domain
Transport API 3.3.x Java Edition – Developers Guide 65
ETAJ330UMRDM.190
5.3.3 Dictionary Status Message
A dictionary status message is encoded and sent by OMM Interactive and non-interactive provider applications. This message
can indicate changes to a dictionary’s version.
COMPONENT DESCRIPTION / VALUE
msgClass Required. MsgClasses.STATUS == 3
domainType Required. DomainTypes.DICTIONARY == 5
state Optional. Used to indicate a change to a dictionary version. For more details, refer to Section
5.9.3.
groupId Not used.
permData Conditional. Used if the provided dictionary requires permissioning.
extendedHeader Not used.
msgKey.serviceId Optional.
msgKey.nameType Not used.
msgKey.name Optional. Should match name that was requested.
msgKey.filter Not used.
msgKey.identifier Not used.
msgKey.attrib Not used.
Payload Not used.
Table 36: Dictionary Status Message Member Use

Chapter 5 Dictionary Domain
Transport API 3.3.x Java Edition – Developers Guide 66
ETAJ330UMRDM.190
5.4 Payload and Summary Data for the Refresh Message
For example layouts of some dictionary messages, refer to Section 5.11.
The payload varies depending on the type of dictionary being sent. The domain model layout for each type of dictionary is
described in the following sections.
Although the structure varies for each type of dictionary, each uses an ElementList to identify its type, version, and
DictionaryId. If sending the dictionary as a multi-part refresh, this data must be present only in the first part. Any default
behavior is included in the dictionary type’s description.
NAME TYPE RANGE/EXAMPLE DESCRIPTION
Version DataTypes.ASCII_STRING “1.1” Required. Specifies the version of
the provided dictionary.
For additional details on dictionary
versions, refer to Section 5.9.3.
Note: The Enumerated Types
dictionaries populate the Version
element using information from
the DT_Version tag.
Type DataTypes.UINT Total range is from 0 to 255, where values 0 - 127 are
reserved and values 28-255 are extensible.
• Dictionary.Types.FIELD_DEFINITIONS == 1
• Dictionary.Types.ENUM_TABLES == 2
• Dictionary.Types.RECORD_TEMPLATES == 3
• Dictionary.Types.DISPLAY_TEMPLATES == 4
• Dictionary.Types.DATA_DEFINITIONS == 5
• Dictionary.Types.STYLE_SHEET == 6
• Dictionary.Types.REFERENCE == 7
Required. Indicates the type of
dictionary contained in the payload.
DictionaryId DataTypes.INT Total range is from -16383 to 16383, where:
• Values 0 to 16383 are reserved by Thomson
Reuters
• The value 1 corresponds to the
RDMFieldDictionary.
• Values -1 to -16383 are Extensible
An ID that can indicates a
relationship between dictionaries.
For example, a Field Dictionary and
EnumeratedTypes Dictionary may
have the same DictionaryId,
indicating that they can be used
together.
DictionaryId defaults to 0.
RT_Version DataTypes.ASCII_STRING “1.1” Optionally sent only with the
enumerated type dictionary.
RT_Version identifies which field
dictionary should be used with this
enumerated type dictionary.
DT_Version DataTypes.ASCII_STRING “1.1” Optionally sent only with the
enumerated type dictionary.
DT_Version conveys the display
template version.
Table 37: Dictionary summaryData

Chapter 5 Dictionary Domain
Transport API 3.3.x Java Edition – Developers Guide 67
ETAJ330UMRDM.190
5.5 Field Dictionary
5.5.1 Field Dictionary Payload
The payload of a Field Dictionary Refresh Message consists of a Series where each series entries contains a ElementList.
Each SeriesEntry represents a row of information in the dictionary. The ElementList contained in each series entry provides
information about an element of the row.
Figure 8. Field Dictionary Payload

Chapter 5 Dictionary Domain
Transport API 3.3.x Java Edition – Developers Guide 68
ETAJ330UMRDM.190
Element entries do not have default values.
NAME TYPE LEAST
VERBOSITY RANGE/EXAMPLE DESCRIPTION
NAME DataTypes.ASCII_STRING MINIMAL e.g., “PROD_PERM” Equivalent to the field’s ACRONYM
(i.e., Short Name).
FID DataTypes.INT MINIMAL -32768 to 32767 The field’s fieldId.
RIPPLETO DataTypes.INT MINIMAL -32768 to 32767 If the field ripples, this is the fieldId
of the field it ripples to.
A value of 0 indicates no rippling.
For a description of rippling, refer to the
Transport API Java Edition
Developers Guide.
TYPEa
a. These elements are specific to the Marketfeed format and can be used in converting to or from it. They can otherwise be ignored.
DataTypes.INT MINIMAL e.g., MfFieldTypes.INTEGER The data type of the field for the
Marketfeed format.
LENGTHaDataTypes.UINT MINIMAL 0 to 65535 The maximum string length of the field
for the Marketfeed format.
RWFTYPE DataTypes.UINT MINIMAL e.g., DataTypes.INT The data type (DataTypes) of the field.
RWFLEN DataTypes.UINT MINIMAL 0 to 65535 The maximum length needed to cache
the encoded value (the value found in
the FieldEntry’s encData buffer).
This is only a suggestion and is not
enforced.
A length of 0 implies that the maximum
possible size for that type should be
used for caching.
ENUMLENGTH DataTypes.UINT NORMAL 0 to 65535 Used for fields of type
DataTypes.ENUM. This is the length of
the DISPLAY element in its
Enumerated Types table (See Section
5.6.1).
LONGNAME DataTypes.ASCII_STRING NORMAL e.g., “PERMISSION” Equivalent to the field’s DDE
ACRONYM (i.e., Long Name).
Table 38: Field Dictionary Element Entries

Chapter 5 Dictionary Domain
Transport API 3.3.x Java Edition – Developers Guide 69
ETAJ330UMRDM.190
5.5.2 Field Dictionary File Format
The RDMFieldDictionary file format is a plain-text table. Each row represents one field, and each column a datum about that
field. Each row is separated with a line break and columns are separated by whitespace. Lines beginning with an exclamation
point (!) are comments and are ignored.
Figure 9. Field Dictionary File Format Sample
Several tagged attributes are available at the beginning of the file. These attributes provide versioning information about the
dictionary in the file and are processed when loading from a file-based dictionary. Some of this information is conveyed along
with the domain model representation of the dictionary. Tags may be added as future dictionary versions become available.
For the RDMFieldDictionary, an example of these tags are shown below.
Figure 10. Field Dictionary Tagged Attributes Sample
!ACRONYM DDE ACRONYM FID RIPPLES TO FIELD TYPE LENGTH RWF TYPE RWF LEN
PROD_PERM "PERMISSION" 1 NULL INTEGER 5 UINT64 2
RDNDISPLAY "DISPLAYTEMPLATE" 2 NULL INTEGER 3 UINT32 1
DSPLY_NAME "DISPLAY NAME" 3 NULL ALPHANUMERIC 16 RMTES_STRING 16
RDN_EXCHID "IDN EXCHANGE ID" 4 NULL ENUMERATED 3 ( 3 ) ENUM 1
TRDPRC_2 "LAST 1" 7 TRDPRC_3 PRICE 17 REAL64 7
TRDPRC_3 "LAST 2" 8 TRDPRC_4 PRICE 17 REAL64 7
TRDPRC_4 "LAST 3" 9 TRDPRC_5 PRICE 17 REAL64 7
TRDPRC_5 "LAST 4" 10 NULL PRICE 17 REAL64 7
!tag Filename RWF.DAT
!tag Desc RDFD RWF field set
!tag Type 1
!tag Version 4.00.14
!tag Build 002
!tag Date 18-Nov-2010

Chapter 5 Dictionary Domain
Transport API 3.3.x Java Edition – Developers Guide 70
ETAJ330UMRDM.190
5.5.2.1 Field Dictionary Tag Attributes
The following table describes tag attributes and indicates whether they are used when encoding the domain representation of
the file.
5.5.2.2 Field Dictionary Columns
The columns in the field dictionary correspond to the ElementEntry names used while encoding and decoding the Field
Dictionary:
TAG ATTRIBUTE DESCRIPTION
Filename The original name of the file as created by Thomson Reuters. This typically will not match the
current name of the file, RDMFieldDictionary.
Filename is not used when encoding the domain representation of the field dictionary.
Desc Describes the dictionary.
Desc is not used when encoding the domain representation of the field dictionary.
Type Stores the dictionary type associated with this dictionary. For a field dictionary, this should be
Dictionary.Types.FIELD_DEFINITIONS == 1. Other types are defined in Section 5.4.
Type is used when encoding the domain representation of the field dictionary.
Version Stores version information associated with this dictionary.
Version is used when encoding the domain representation of the field dictionary.
Build Stores internal build information.
Build is not used when encoding the domain representation of the field dictionary.
Date Stores dictionary release date information.
Date is not used when encoding the domain representation of the field dictionary.
Table 39: Field Dictionary File Tag Information
COLUMN NAME IN FILE RWF ELEMENT NAME NOTES
ACRONYM NAME The abbreviated name corresponding to the field.
DDE ACRONYM LONGNAME A longer version of the name represented by the Acronym.
FID FID The Field Identifier value.
RIPPLES TO RIPPLETO The file format uses the ACRONYM of the target field, rather than
the rows fieldId.
If the field does not ripple, this should be NULL.
FIELD TYPE TYPE The Marketfeed type associated with this field.
LENGTH LENGTH (ENUMLENGTH) The Marketfeed length associated with the field.
RWF TYPE RWFTYPE The RWF type (DataTypes) associated with the field.
RWF LEN RWFLEN A caching length hint associated with this field.
Table 40: Field Dictionary File Column Names and ElementEntry Names

Chapter 5 Dictionary Domain
Transport API 3.3.x Java Edition – Developers Guide 71
ETAJ330UMRDM.190
5.5.2.3 RWF TYPE Keywords
The following keywords are supported for the RWF TYPE:
KEYWORD DATA TYPE
ANSI_PAGEaDataTypes.ANSI_PAGE
ARRAYaDataTypes.ARRAY
ASCII_STRING DataTypes.ASCII_STRING
BUFFER DataTypes.BUFFER
DATE DataTypes.DATE
DATETIMEaDataTypes.DATETIME
DOUBLEa
a. Type is RWF-Only and does not have a Marketfeed equivalent.
DataTypes.DOUBLE
ELEMENT_LIST, ELEM_LISTaDataTypes.ELEMENT_LIST
ENUM DataTypes.ENUM
FIELD_LISTaDataTypes.FIELD_LIST
FILTER_LISTaDataTypes.FILTER_LIST
FLOATaDataTypes.FLOAT
INT, INT32, INT64 DataTypes.INT
MAPaDataTypes.MAP
MSGaDataTypes.MSG
OPAQUE DataTypes.OPAQUE
QOSaDataTypes.QOS
REAL, REAL32, REAL64 DataTypes.REAL
RMTES_STRING DataTypes.RMTES_STRING
SERIESaDataTypes.SERIES
STATUSaDataTypes.STATE
TIME DataTypes.TIME
UINT, UINT32, UINT64 DataTypes.UINT
UTF8_STRING DataTypes.UTF8_STRING
VECTORaDataTypes.VECTOR
XMLaDataTypes.XML
Table 41: Field Dictionary Type Keywords and Their Data Types

Chapter 5 Dictionary Domain
Transport API 3.3.x Java Edition – Developers Guide 72
ETAJ330UMRDM.190
5.5.2.4 FIELD TYPE Keywords
Valid keywords for the Marketfeed Field Type are INTEGER, ALPHANUMERIC, ENUMERATED, TIME, TIME_SECONDS,
DATE, or PRICE.
The table below lists the mappings from FIELD TYPE to the RWF TYPE keyword. All are used in RDMFieldDictionary and
are safe.
FIELD TYPE LENGTH RWF TYPE RWF LEN NOTES
ALPHANUMERIC 14 ASCII_STRING 14 RIC/SYMBOL
ALPHANUMERIC 21 ASCII_STRING 21 RIC/SYMBOL
ALPHANUMERIC 28 ASCII_STRING 28 RIC/SYMBOL
ALPHANUMERIC 1-255 RMTES_STRING 1-255 length <= 3 is technically ASCII
ENUMERATED 2-3 (1-8) ENUM 1 Enum values 0 - 255
ENUMERATED 5 (3-8) ENUM 2 Enum values 0 - 65535
BINARY 3 UINT32 2 Base64 encoded 2-byte unsigned int
BINARY 4 UINT32 3 Base64 encoded 3-byte unsigned int
BINARY 43 BUFFER 32 Base64 encoded buffer
BINARY 171 BUFFER 128 Base64 encoded buffer
DATE 11 DATE 4 Day, month, year
TIME_SECONDS 8 TIME 5 Time in hour, minute, second, and millisecond
TIME 5 TIME 5 Time in hour, minute, and second
PRICE 17 REAL 9 Real can represent values with fractional
denominators, trailing zeros, or up to 14 decimal
positions.
INTEGER 15 REAL 7 Signed integer value, where trailing zero values can
be optimized off of the wire.
INTEGER 3 UINT 1 unsigned int 0 - 255
INTEGER 5 UINT 2 unsigned int 0 - 65535
INTEGER 10 UINT 5 unsigned int 0 - (240-1)
INTEGER 15 UINT 8 unsigned int 0 - (264-1)
INTEGER 15 UINT 4 unsigned int 0 - (232-1)
Table 42: Marketfeed to RWF Mappings in RDMFieldDictionary

Chapter 5 Dictionary Domain
Transport API 3.3.x Java Edition – Developers Guide 73
ETAJ330UMRDM.190
5.6 Enumerated Types Dictionary
5.6.1 Enumerated Types Dictionary Payload
The payload of an Enumerated Types Dictionary Refresh Message consists of a Series with each series entry (SeriesEntry)
containing an ElementList and representing a table in the dictionary. The ElementList in each entry contains information
about each Enumerated Type in the table.
Each ElementEntry has a type of DataTypes.ARRAY, where there is one element for each column in the file: VALUE,
DISPLAY, and MEANING. The content of each Array corresponds to one Enumerated Type, so each array should contain the
same number of entries.
Figure 11. Enumerated Types Dictionary Refresh Message Payload

Chapter 5 Dictionary Domain
Transport API 3.3.x Java Edition – Developers Guide 74
ETAJ330UMRDM.190
NAME TYPE LEAST
VERBOSITY EXAMPLE
LIST DESCRIPTION
FIDS DataTypes.ARRAY of
DataTypes.INT NORMAL 15, 1084,
1085,… The fieldId’s of all fields that reference this
table. These fields should have type
DataTypes.ENUM in the Field Dictionary and
use the values given in the VALUE list. The
Array.itemLength should be 2 because each
fieldId is a two-byte, signed integer value.
VALUE DataTypes.ARRAY of
DataTypes.ENUM NORMAL 826, 840, … Includes values that correspond to each
Enumerated Type. FieldEntries that use the
table contain these values. The
Array.itemLength should be 2 since each
enum is a two-byte, unsigned integer value.
DISPLAY DataTypes.ARRAY of
DataTypes.ASCII_STRING,
DataTypes.RMTES_STRING,
or DataTypes.UTF8_STRING
NORMAL “GBP”,
“USD”,… Brief, displayable names for each Enumerated
Type.
When special characters are needed, the
DISPLAY column uses a hexadecimal value
identified by using hash marks instead of
quotation marks (e.g., #42FE#).
MEANING DataTypes.ARRAY of
DataTypes.ASCII_STRING VERBOSE “UK pound
sterling”, “US
Dollar”,…
A longer description of each Enumerated Type.
Note: Providers do not need to provide this
array (even when verbosity is VERBOSE).
Table 43: Element Entries Describing Each Enumerated Type Table

Chapter 5 Dictionary Domain
Transport API 3.3.x Java Edition – Developers Guide 75
ETAJ330UMRDM.190
5.6.2 Enumerated Types Dictionary File Format
The enumtype.def file format is a plain-text set of tables. Rows are separated by lines and columns are separated by
whitespace (excepting quoted strings, as illustrated in Section 5.6.1). Lines that begin with an exclamation point (!) are
comments and are ignored.
The file contains a set of tables, each with two sections:
1. A section with the list of fieldId values corresponding to all fields that use the table.
2. A section with the table of enumerated values and their respective display data.
5.6.2.1 Enumerated Types Dictionary File Example
Code Example 5: Enumerated Types Dictionary File Format Sample
! ACRONYM FID
! ------- ---
BIG_FIGURE 6207
PIPS_POS 6208
! VALUE DISPLAY MEANING
! ----- ------- -------
0 "INT" whole number
1 "1DP" 1 decimal place
2 "2DP" 2 decimal places
3 "3DP" 3 decimal places
4 "4DP" 4 decimal places
5 "5DP" 5 decimal places
6 "6DP" 6 decimal places
7 "7DP" 7 decimal places
!
! ACRONYM FID
! ------- ---
MATUR_UNIT 2378
!
! VALUE DISPLAY MEANING
! ----- ------- -------
0 " " Undefined
1 "Yr " Years
2 "Mth" Months
3 "Wk " Weeks
4 "Day" Days

Chapter 5 Dictionary Domain
Transport API 3.3.x Java Edition – Developers Guide 76
ETAJ330UMRDM.190
5.6.2.2 Tagged Attributes
Several tagged attributes are available at the beginning of the file. These attributes provide version information about the
dictionary contained in the file and are processed while loading from a file-based dictionary. Some of this information is
conveyed along with the domain model representation of the dictionary. Tags may be added as future dictionary versions
become available.
For the enumtype.def, an example of these tags are as follows:
Code Example 6: Enumerated Types Dictionary Tagged Attribute Sample
The following table describes the tag attributes and indicates which are used when encoding the domain representation of the
file.
!tag Filename ENUMTYPE.001
!tag Desc IDN Marketstream enumerated tables
!tag Type 2
!tag RT_Version 4.20.17
!tag DT_Version 15.41
!tag Date 5-Feb-2017
TAG ATTRIBUTE DESCRIPTION
Date Includes information regarding the dictionary release date.
Date is not used when encoding the domain representation of the field dictionary.
Desc A Description of the dictionary.
Desc is not used when encoding the domain representation of the field dictionary.
DT_Version The version of the display template version.
DT_Version is used when encoding the domain representation of the field dictionary. For device
compatibility purposes, this value is sent as both Version and DT_Version.
Filename The original name of the file as created by Thomson Reuters. This typically does not match the
current name of the file, enumtype.def.
Filename not used when encoding the domain representation of the field dictionary.
RT_Version The version of the field dictionary associated with this enumerated type dictionary.
RT_Version is used when encoding the domain representation of the field dictionary.
Type The dictionary type associated with this dictionary. For an enumerated types dictionary, this should
be Dictionary.Types.ENUM_TABLES == 2. Other types are defined in Section 5.4.
Type is used when encoding the domain representation of the field dictionary.
Table 44: Enumerated Type Dictionary File Tag Information

Chapter 5 Dictionary Domain
Transport API 3.3.x Java Edition – Developers Guide 77
ETAJ330UMRDM.190
5.6.2.3 Reference Fields Section
The first section lists all fields that use the table. These fields should have the type DataTypes.ENUM in their corresponding
Field Dictionary and have matching names.
5.6.2.4 Values Table Section
The second section lists the value of each enumerated type and its corresponding display data.
NAME RWF ELEMENT NAME
ACRONYM n/a (The name of the field is not sent with the dictionary payload).
FID FIDS
Table 45: RWF EnumType Dictionary File Format Reference Fields
NAME RWF ELEMENT NAME NOTES
VALUE VALUE The unsigned, integer value corresponding to the enumerated value.
DISPLAY DISPLAY In cases where special characters are needed, the DISPLAY column uses a
hexadecimal value, which is identified by using hash marks instead of quotation
marks, e.g. #42FE#.
MEANING MEANING The meaning column is not required over the network and typically not provided.
Table 46: RWF EnumType Dictionary File Values

Chapter 5 Dictionary Domain
Transport API 3.3.x Java Edition – Developers Guide 78
ETAJ330UMRDM.190
5.7 Global Field Set Definition Payload
The payload of a Field Set Definition Dictionary Refresh Message consists of a Vector, where each vector entry contains an
ElementList. Each VectorEntry represents a specific Set Definition Id, which corresponds to the VectorEntry’s index. Each
line in the set definition is represented by a corresponding value in the arrays within the FIDS and TYPES element entries.
Figure 12. Global Field Set Definition Payload
Note: This portion of the Dictionary Domain is used only with the Elektron Direct Feed (EDF) product. For further details,
consult the EDF product documentation.

Chapter 5 Dictionary Domain
Transport API 3.3.x Java Edition – Developers Guide 79
ETAJ330UMRDM.190
The following table shows the valid type enumerations for a set definition line, including base primitives, as well as set
primitives.
RWF TYPE DESCRIPTION
DataTypes.INT Signed Integer, 63 bits of value, with one bit of sign
DataTypes.UINT Unsigned Integer, 64 bits of value
DataTypes.FLOAT 32-bit Floating Point, represents the same range as the system type
DataTypes.DOUBLE 64-bit Floating Point, represents the same range as the system type
DataTypes.REAL Real Numeric value, 63 bits of value, with a one-bit sign, and a hint enumeration
DataTypes.DATE Date type, containing month, day, and year values
DataTypes.TIME Time type, containing hour, minute, second, and millisecond values
DataTypes.DATETIME Date time type, containing all members of DataTypes.DATE and DataTypes.TIME
DataTypes.QOS Quality of Service type
DataTypes.STATE Stream state type.
DataTypes.ENUM Enumeration type, defined as a two-byte unsigned value
DataTypes.ARRAY Array type, represents a list of simple primitive types
DataTypes.BUFFER Buffer type, represents a binary data buffer
DataTypes.ASCII_STRING Buffer type containing an ASCII string data
DataTypes.UTF8_STRING Buffer type containing a UTF8 string data
DataTypes.RMTES_STRING Buffer type containing a Reuters Multilingual Text Encoding Standard string data
DataTypes.INT_1 1-byte encoded length signed integer, 7 bits value with 1 bit sign
DataTypes.INT_2 2-byte encoded length signed integer, 15 bits value with 1 bit sign
DataTypes.INT_4 4-byte encoded length signed integer, 31 bits value with 1 bit sign
DataTypes.INT_8 8-byte encoded length signed integer, 63 bits value with 1 bit sign
DataTypes.UINT_1 1 encoded byte length unsigned integer, 8 bits of value
DataTypes.UINT_2 2-byte encoded length unsigned integer, 16 bits of value
DataTypes.UINT_4 4-byte encoded length unsigned integer, 32 bits of value
DataTypes.UINT_8 8-byte encoded length unsigned integer, 64 bits of value
DataTypes.FLOAT_4 4-byte encoded length floating point value
DataTypes.DOUBLE_8 8-byte encoded length floating point value
DataTypes.REAL_4RB Optimized, variable length real encoding, with a maximum value up to 31 bits and 1 signed bit
DataTypes.REAL_8RB Optimized, variable length real encoding, with a maximum value of 63 bits and 1 signed bit
DataTypes.DATE_4 4-byte encoded length date type containing year, month, and day values
Table 47: Set Definition Enumerations

Chapter 5 Dictionary Domain
Transport API 3.3.x Java Edition – Developers Guide 80
ETAJ330UMRDM.190
DataTypes.TIME_3 3-byte encoded length time type containing hours, minutes, and seconds values
DataTypes.TIME_5 5-byte encoded length time type containing hours, minutes, seconds, and milliseconds values
DataTypes.TIME_7 7-byte encoded length time type containing hours, minutes, seconds, milliseconds, and
microseconds values
DataTypes.TIME_8 8-byte encoded length time type containing hours, minutes, seconds, milliseconds,
microseconds, and nanoseconds values
DataTypes.DATETIME_7 7-byte encoded length date time type containing full DataTypes.DATE and hours, minutes and
seconds
DataTypes.DATETIME_9 9-byte encoded length date time type containing full DataTypes.DATE and DataTypes.TIME
values
DataTypes.DATETIME_11 11-byte encoded length date time type containing DataTypes.DATE and hours, minutes,
seconds, milliseconds, and microseconds values.
DataTypes.DATETIME_12 12-byte encoded length date time type containing RSSL_DT_DATE/DataTypes.DATE and
hours, minutes, seconds, milliseconds, microseconds, and nanoseconds values
RWF TYPE DESCRIPTION
Table 47: Set Definition Enumerations (Continued)

Chapter 5 Dictionary Domain
Transport API 3.3.x Java Edition – Developers Guide 81
ETAJ330UMRDM.190
5.8 Global Element Set Definition Payload
The payload of a Global Element Set Definition Dictionary Refresh Message consists of a Vector, where each vector entry
contains an ElementList. Each VectorEntry represents a specific set definition ID, which corresponds to the VectorEntry’s
index. Each line in the set definition is represented by a corresponding value in the arrays within the FIDS and TYPES element
entries.
Figure 13. Global Element Set Definition Payload
Note: This portion of the Dictionary Domain is used only with the Elektron Direct Feed (EDF) product. For further details,
consult the EDF product documentation.

Chapter 5 Dictionary Domain
Transport API 3.3.x Java Edition – Developers Guide 82
ETAJ330UMRDM.190
5.9 Special Semantics
5.9.1 DictionaryId
A dictionaryId can be included with FieldList and ElementList payload information. The dictionaryId contained in the
payload should match the Id of the dictionaries required to encode or decode the content. (e.g. Field Dictionary, Enumerated
Types Dictionary). Dictionaries used together to decode a field list should all have a matching Id.
dictionaryId values are globally scoped and can have a range of values from -16383 to 16383. Values 0 through 16383 are
reserved for Thomson Reuters use. Customers can provide their own dictionaries by selecting a dictionaryId between -1
and -16383.
A dictionaryId can be changed in two ways. If a dictionaryId is provided on a solicited or unsolicited refresh message,
this dictionary is used across all messages on the stream until a different dictionaryId is provided in a subsequent solicited
or unsolicited refresh. If a FieldEntry contains a fieldId of zero, this reserved value indicates a temporary dictionary
change. In this situation, this entry’s value is the new dictionaryId, encoded or decoded as a Int. When a dictionaryId is
changed in this manner, the change is only in effect on the remaining entries in the field list or until another fieldId of zero is
encountered. Any other containerType housed inside of a remaining entry also adopts the temporarily changed dictionary.
After the end of the field list is reached, the dictionaryId from the refresh takes precedence once again.
5.9.2 DictionariesProvided and DictionariesUsed
The Source Directory’s Info filter entry (refer to Section 4.3.1.1) includes two elements related to Dictionaries:
DictionariesProvided and DictionariesUsed. Both elements contain an Array of DataTypes.ASCII_STRING dictionary
names. These names can be used in msgKey.name to request the dictionaries.
To dynamically discover dictionaries while minimizing the amount of data downloaded:
1. Parse the “DictionariesUsed” from each desired service in the Source Directory.
2. Parse the “DictionariesProvided” from every service in the Source Directory.
3. Make a streaming request for each Dictionary Name listed in DictionariesUsed from the service that lists the
DictionaryName in DictionariesProvided. The msgKey.filter of each RequestMsg should be set to
Dictionary.VerbosityValues.INFO so as to request only the dictionary’s basic information (because dictionaries tend to
be large, this setting prevents unnecessary network traffic).
4. For each Dictionary response, parse the summaryData in the payload to obtain the dictionary’s Type and Version.
• If a dictionary is of an unneeded type, that dictionary stream can be closed.
• If a dictionary is needed, a reissue request can be made where the msgKey.filter requests a higher verbosity (e.g.
Dictionary.VerbosityValues.NORMAL).
• Version information can be used to determine if the consumer needs to update its dictionary.
5.9.3 Version Information
The version of a dictionary is normally available in Summary Data in the payload of a RefreshMsg. All available verbosities are
expected to include this information. The verbosity Dictionary.VerbosityValues.INFO can be used to request only the version
information (as the many fields in dictionaries tend to result in large messages).
This information normally comes in the form of a DataTypes.ASCII_STRING containing a dotted-decimal version number,
indicating first the major version, followed by the minor version, and possibly followed by a third (informational) micro-version.
For example, in the string 1.2.3:
•1 is the major version

Chapter 5 Dictionary Domain
Transport API 3.3.x Java Edition – Developers Guide 83
ETAJ330UMRDM.190
•2 is the minor version
•3 is the micro-version
5.9.3.1 Version Information Usage
Version information has a couple of uses:
•The minor version changes whenever a dictionary adds new fields, but does not modify existing fields. This means
the consumer can still use the previous dictionary with its data (though the consumer is unable to decode any new
fields). Also, if the consumer has multiple dictionaries with the same major version available, it can use the minor
version information to determine which is the latest (and therefore will be able to decode all fields regardless of the
data’s source).
•The major version changes if the dictionary changes in a way that is not compatible with previous versions (such as
changing an existing field). This means that data encoded using a dictionary with one major version cannot be
decoded using a dictionary with a different major version. If a consumer learns that its provider has changed to a
dictionary with a different major version, it must retrieve the new dictionary before again decoding data.
5.9.3.2 Handling Dictionary Version Changes
To keep consumers informed of changes, Thomson Reuters recommends that dictionary requests be streaming even though
updates are not used for this domain.
If the dictionary’s minor version changes, a provider may advertise it via a StatusMsg with a State of StreamStates.OPEN/
DataStates.SUSPECT. The consumer may then reissue its dictionary request to obtain the latest version.
If a dictionary’s major version is changed, the provider should disconnect all consumers to ensure that the consumers’ content
and dictionary are entirely resynchronized.
5.10 Other Dictionary Types
The Dictionary domain is intended to be used for other versionable data that updates very rarely. This section briefly describes
the other reserved dictionary types.
None of these dictionary types are currently used, nor is there any domain model specification associated with any of them at
this time.
DICTIONARY TYPE DESCRIPTION
RecordTemplate A RecordTemplate dictionary contains multiple record templates. Each record template
contains a list of all of the fields present in a FieldList. Historically, RecordTemplates
have been used for QForms. While they can be used for Marketfeed records and
FieldLists, they typically are not used for those data formats. Templates for Marketfeed
records and FieldLists are dynamically generated when an image is received.
Examples of external file representations for a RecordTemplate dictionary include
tss_records.cf and appendix_d.
DisplayTemplate A DisplayTemplate dictionary contains specifications that describe how and where to
display fields on a screen.
Table 48: Other Dictionary Types

Chapter 5 Dictionary Domain
Transport API 3.3.x Java Edition – Developers Guide 84
ETAJ330UMRDM.190
DataDefinition A Data Definitions dictionary contains specifications for Set Definitions for use with Field
Lists and Element Lists. Set Definitions provide bandwidth optimization by separating
out repetitive or redundant data.
StyleSheet A StyleSheet dictionary contains an XSLT or CSS style sheet.
Reference A Reference dictionary is a table of reference information provided as a Series. This
information is not used for parsing, interpreting, caching, or displaying data.
DICTIONARY TYPE DESCRIPTION
Table 48: Other Dictionary Types (Continued)

Chapter 5 Dictionary Domain
Transport API 3.3.x Java Edition – Developers Guide 85
ETAJ330UMRDM.190
5.11 Dictionary Sample XML
5.11.1 Dictionary Request Message Sample XML
Code Example 7: Dictionary Request Message Sample XML Message Layout
5.11.2 Field Dictionary Refresh Message Sample XML
<REQUEST domainType="DICTIONARY" streamId="3" containerType="NO_DATA" flags="0x00" dataSize="0">
<key flags="0x0B (HAS_SERVICE_ID|HAS_NAME|HAS_FILTER)" serviceId="1257" name="RWFFld" filter="7"/>
<dataBody>
</dataBody>
</REQUEST>
<REFRESH domainType="DICTIONARY" streamId="3" containerType="SERIES" flags="0x168
(HAS_MSG_KEY|SOLICITED|REFRESH_COMPLETE|CLEAR_CACHE)" groupId="0" State: Non-streaming/Ok/None
- text: "" dataSize="362816">
<key flags="0x0B (HAS_SERVICE_ID|HAS_NAME|HAS_FILTER)" serviceId="1257 name="RWFFld" filter="7"/>
<dataBody>
<series flags="0x07 (HAS_SET_DEFS|HAS_SUMMARY_DATA|HAS_TOTAL_COUNT_HINT)" countHint="8984"
containerType="ELEMENT_LIST">
<elementSetDefs>
<elementSetDef setId="0">
<elementSetDefEntry name="NAME" dataType="ASCII_STRING" />
<elementSetDefEntry name="FID" dataType="INT_2" />
<elementSetDefEntry name="RIPPLETO" dataType="INT_2" />
<elementSetDefEntry name="TYPE" dataType="INT_1" />
<elementSetDefEntry name="LENGTH" dataType="UINT_2" />
<elementSetDefEntry name="RWFTYPE" dataType="UINT_1" />
<elementSetDefEntry name="RWFLEN" dataType="UINT_2" />
<elementSetDefEntry name="ENUMLENGTH" dataType="UINT_2" />
<elementSetDefEntry name="LONGNAME" dataType="ASCII_STRING" />
</elementSetDef>
</elementSetDefs>
<summaryData>
<elementList flags="0x08 (HAS_STANDARD_DATA)">
<elementEntry name="Type" dataType="UINT" data="1"/>
<elementEntry name="DictionaryId" dataType="INT" data="1"/>
<elementEntry name="Version" dataType="ASCII_STRING" data="4.10.15"/>
</elementList>
</summaryData>
<seriesEntry>
<elementList flags="0x02 (HAS_SET_DATA)">
<elementEntry name="NAME" dataType="ASCII_STRING" data="PROD_PERM"/>
<elementEntry name="FID" dataType="INT" data="1"/>
<elementEntry name="RIPPLETO" dataType="INT" data="0"/>

Chapter 5 Dictionary Domain
Transport API 3.3.x Java Edition – Developers Guide 86
ETAJ330UMRDM.190
Code Example 8: Field Dictionary Refresh Message Sample XML Message Layout
5.11.3 Enumerated Types Dictionary Refresh Message Sample XML
<elementEntry name="TYPE" dataType="INT" data="1"/>
<elementEntry name="LENGTH" dataType="UINT" data="5"/>
<elementEntry name="RWFTYPE" dataType="UINT" data="4"/>
<elementEntry name="RWFLEN" dataType="UINT" data="2"/>
<elementEntry name="ENUMLENGTH" dataType="UINT" data="0"/>
<elementEntry name="LONGNAME" dataType="ASCII_STRING" data="PERMISSION"/>
</elementList>
</seriesEntry>
<seriesEntry>
<elementList flags="0x02 (HAS_SET_DATA)">
<elementEntry name="NAME" dataType="ASCII_STRING" data="RDNDISPLAY"/>
<elementEntry name="FID" dataType="INT" data="2"/>
<elementEntry name="RIPPLETO" dataType="INT" data="0"/>
<elementEntry name="TYPE" dataType="INT" data="1"/>
<elementEntry name="LENGTH" dataType="UINT" data="3"/>
<elementEntry name="RWFTYPE" dataType="UINT" data="4"/>
<elementEntry name="RWFLEN" dataType="UINT" data="1"/>
<elementEntry name="ENUMLENGTH" dataType="UINT" data="0"/>
<elementEntry name="LONGNAME" dataType="ASCII_STRING" data="DISPLAYTEMPLATE"/>
</elementList>
</seriesEntry>
<!-- Additional entries... -->
</series>
</dataBody>
</REFRESH>
<REFRESH domainType="DICTIONARY" streamId="4" containerType="SERIES" flags="0x168
(HAS_MSG_KEY|SOLICITED|REFRESH_COMPLETE|CLEAR_CACHE)" groupId="0" State: Non-streaming/Ok/None
- text: "" dataSize="60161">
<key flags="0x0B (HAS_SERVICE_ID|HAS_NAME|HAS_FILTER)" serviceId="1257" name="RWFEnum" filter="7"/
>
<dataBody>
<series flags="0x03 (HAS_SET_DEFS|HAS_SUMMARY_DATA)" countHint="0"
containerType="ELEMENT_LIST">
<elementSetDefs>
<elementSetDef setId="0">
<elementSetDefEntry name="FIDS" dataType="ARRAY" />
<elementSetDefEntry name="VALUE" dataType="ARRAY" />
<elementSetDefEntry name="DISPLAY" dataType="ARRAY" />
</elementSetDef>
</elementSetDefs>
<summaryData>
<elementList flags="0x08 (HAS_STANDARD_DATA)">

Chapter 5 Dictionary Domain
Transport API 3.3.x Java Edition – Developers Guide 87
ETAJ330UMRDM.190
Figure 14. Enumerated Type Dictionary Refresh Message Sample XML Message Layout
<elementEntry name="Type" dataType="UINT" data="2"/>
<elementEntry name="DictionaryId" dataType="INT" data="1"/>
<elementEntry name="Version" dataType="ASCII_STRING" data="1.1"/>
</elementList>
</summaryData>
<seriesEntry>
<elementList flags="0x02 (HAS_SET_DATA)">
<elementEntry name="FIDS" dataType="ARRAY">
<array itemLength="2" primitiveType="INT">
<arrayEntry data="4"/>
</array>
</elementEntry>
<elementEntry name="VALUE" dataType="ARRAY">
<array itemLength="2" primitiveType="ENUM">
<arrayEntry data="0"/>
<arrayEntry data="1"/>
<arrayEntry data="2"/>
<arrayEntry data="3"/>
<arrayEntry data="4"/>
<arrayEntry data="5"/>
<!-- Additional entries... -->
</array>
</elementEntry>
<elementEntry name="DISPLAY" dataType="ARRAY">
<array itemLength="3" primitiveType="ASCII_STRING">
<arrayEntry data=" "/>
<arrayEntry data="ASE"/>
<arrayEntry data="NYS"/>
<arrayEntry data="BOS"/>
<arrayEntry data="CIN"/>
<arrayEntry data="PSE"/>
<!-- Additional entries... -->
</array>
</elementEntry>
</elementList>
</seriesEntry>
<!-- Additional entries... -->
</series>
</dataBody>
</REFRESH>

Chapter 5 Dictionary Domain
Transport API 3.3.x Java Edition – Developers Guide 88
ETAJ330UMRDM.190
5.12 Dictionary Utility Functions
Utility functions load, encode, and decode Field and Enumerated Types Dictionaries. You may find these functions in the
DataDictionary class.
The functions should be called with a DataDictionary object, which stores information associated with each field (any
associated Enumerated Types table, if the field uses one). Each load or decode function adds information to the object when
called. Fields and Enumerated Types tables may be added from any number of sources, as long as there is no duplicate or
conflicting information.
The DataDictionary object stores an array of DictionaryEntry objects, indexed by fieldId. Each entry stores the data
type (DataTypes) of the field along with other information. The field will also have a reference to a EnumTypeTable, if the field
uses an Enumerated Types table.
FUNCTION NAME DESCRIPTION
DataDictionary.clear Clears the DataDictionary. This must be done prior to initial use of the object.
DataDictionary.loadFieldDictionary Adds data from a Field Dictionary file to the DataDictionary (refer to Section 5.5.2).
This currently supports the RDMFieldDictionary, or other dictionaries using the same
formatting.
DataDictionary.decodeFieldDictionar
yAdds data from a Field Dictionary message payload to the DataDictionary (refer to
Section 5.5.1).
DataDictionary.encodeFieldDictionar
yCreates a Field Dictionary message payload from the DataDictionary object (refer to
Section 5.5.1).
DataDictionary.loadEnumTypeDictio
nary Adds data from an Enumerated Types Dictionary file to the DataDictionary (refer to
Section 5.6.2). This currently supports the enumtype.def, or other enumerated type
dictionaries using the same formatting.
DataDictionary.decodeEnumTypeDic
tionary Adds data from an Enumerated Types Dictionary message payload to the
DataDictionary (refer to Section 5.6.1).
DataDictionary.encodeEnumTypeDic
tionary Creates an Enumerated Types Dictionary message payload from the DataDictionary
object (refer to Section 5.6.1). Note that this function uses DataTypes.ASCII_STRING
as the DISPLAY array type.
DataDictionary.toString() Prints the information (fields, enumerated type tables) currently stored in the
DataDictionary. Aids in debugging.
DataDictionary.extractDictionaryTyp
eExtracts the RDM Dictionary Type (Dictionary.Types) information from an encoded
dictionary. This can determine the specific dictionary decode function that should be
used (e.g. for dictionary type of Dictionary.Types.FIELD_DEFINITIONS, the user
would next invoke the DataDictionary.decodeFieldDictionary function).
This is expected to be called after Msg.decode (where the Msg.domainType is
DomainTypes.DICTIONARY), but before decoding the Msg.encodedDataBody
payload.
FieldSetDefDb.clear Clears the FieldSetDefDb. This must be called before initial use of the object.
FieldSetDefDb.addSetDef Deep copies the given FieldSetDef into the FieldSetDefDb.
FieldSetDefDb.encode Creates a Global Field Set Definition Dictionary message payload from the
FieldSetDefDb object (refer to Section 5.7).
Table 49: Dictionary Helper Functions

Chapter 5 Dictionary Domain
Transport API 3.3.x Java Edition – Developers Guide 89
ETAJ330UMRDM.190
FieldSetDefDb.decode Adds data from a Global Field Set Definition Dictionary message payload to the
FieldSetDefDb object.
ElementSetDefDb.clear Clears the ElementSetDefDb. This must be called before initial use of the object.
ElementSetDefDb.addSetDef Deep copies the given ElementSetDef into the ElementSetDefDb.
ElementSetDefDb.encode Creates a Global Element Set Definition Dictionary message payload from the
ElementSetDefDb object (refer to Section 5.7).
ElementSetDefDb.decode Adds data from a Global Element Set Definition Dictionary message payload to the
ElementSetDefDb object.
FUNCTION NAME DESCRIPTION
Table 49: Dictionary Helper Functions (Continued)

Chapter 5 Dictionary Domain
Transport API 3.3.x Java Edition – Developers Guide 90
ETAJ330UMRDM.190
5.12.1 Example: Basic Dictionary Use
The following example illustrates basic field and enumerated dictionary loading and unloading. Additional examples of
encoding or decoding from domain model can be seen in the example applications provided with the Transport API.
Code Example 9: Transport API Dictionary Loading Utility Function Use
/* This sample shows loading field and enumerated dictionaries from a file */
DataDictionary dictionary = CodecFactory.createDataDictionary();
/* clear the dictionary before first use/load */
dictionary.clear();
/* load field dictionary from file */
if (dictionary.loadFieldDictionary(FIELD_DICTIONARY_FILE_NAME, error) < CodecReturnCodes.SUCCESS)
{
System.out.println("Unable to load field dictionary.\n\tText: " + error.text());
/* cleanup and exit */
}
/* load enumerated dictionary from file */
if (dictionary.loadEnumTypeDictionary(ENUM_TABLE_FILE_NAME, error) < CodecReturnCodes.SUCCESS)
{
System.out.println("Unable to load enum dictionary.\n\tText: " + error.text());
/* cleanup and exit */
}
/* when users are done, they should unload dictionaries to clean up memory */
dictionary.clear();

Chapter 5 Dictionary Domain
Transport API 3.3.x Java Edition – Developers Guide 91
ETAJ330UMRDM.190
5.12.2 Example: Dictionary Lookup Using a FieldId
This example illustrates a dictionary lookup using a fieldId to determine how to decode the FieldEntry data. This example
also cross references an enumerated type (DataTypes.ENUM) to use enumerated type dictionary information. For additional
examples of encoding or decoding from the domain model, refer to the Transport API’s example applications.
Code Example 10: Transport API Dictionary Utility Function Field and Enum Look Up Example
/* This sample shows use of a loaded dictionary. This looks up a fieldId to determine how to decode the
FieldEntry content. It also demonstrates cross referencing an enumerated type */
/* (DataDictionary) dictionary loaded earlier */
/* used while decoding field list content */
if ((ret = fieldEntry.decode(dIter)) != CodecReturnCodes.SUCCESS)
{
System.out.println("decoding of FieldEntry failed with return code: " + ret);
return;
}
DictionaryEntry dictionaryEntry = dictionary.entry(fieldEntry.fieldId());
if (dictionaryEntry == null)
{
System.out.println(FieldId " + fieldEntry.fieldId() + " not found in dictionary");
return;
}
/* If found, we can access various pieces of information, and use the Type information for further
decoding of the field */
switch (dataType)
{
case DataTypes.UINT:
decodeUInt(dIter, uintValue);
break;
case DataTypes.INT:
decodeInt(dIter, intValue);
break;
case DataTypes.ENUM:
/* enumerated types can be cross referenced with enum dictionary */
decodeEnum(dIter, enumValue);
/* EnumType contains value, display, and meaning information */
EnumType enumType = dictionary.entryEnumType(dictionaryEntry, enumValue);
break;
/* continued with decoding for other possible types */
}

Chapter 6 Market Price Domain
Transport API 3.3.x Java Edition – Developers Guide 92
ETAJ330UMRDM.190
Chapter 6 Market Price Domain
6.1 Description
The Market Price domain provides access to Level I market information such as trades, indicative quotes, and top-of-book
quotes. All information is sent as a FieldList. Field-value pairs contained in the field list include information related to that
item (i.e., net change, bid, ask, volume, high, low, or last price).
6.2 Usage
6.2.1 Market Price Request Message
A Market Price request message is encoded and sent by OMM consumer applications. The request specifies the name and
attributes of an item in which the consumer is interested.
To receive updates, a consumer can make a “streaming” request by setting the RequestMsgFlags.STREAMING flag. If the
flag is not set, the consumer requests a “snapshot,” and the refresh ends the request.
By default, JSON sets the RequestMsgFlags.STREAMING flag to true. To request a snapshot, you must explicitly set the
RequestMsgFlags.STREAMING flag to false.
To stop updates, a consumer can pause an item (if the provider supports the pause feature) by setting Request.Pause to true.
For additional details, refer to the Transport API Java Edition Developers Guide.
Note: GenericMsg(s) are not supported in the MARKET_PRICE Reuters Domain Model.
COMPONENT DESCRIPTION / VALUE
MsgClass Required. MsgClasses.REQUEST == 1
domainType Required. DomainTypes.MARKET_PRICE == 6
qos Optional. Indicates the QoS at which the consumer wants the stream serviced. If both qos and
worstQos are specified, this request can be satisfied by a range of QoS.
worstQos Optional. Used with the qos member to define a range of acceptable QoS. When the provider
encounters such a range, it should attempt to provide the best QoS it can within that range.
worstQos should only be used on services that claim to support it via the SupportsQosRange
item in the Source Directory response (refer to Section 4.3.1.1).
priorityClass Optional. Indicates the class of a streams priority.
priorityCount Optional. Indicates the count associated with a streams priority.
extendedHeader Not used.
msgKey.serviceId Required. Optional. Specifies the ID or name (e.g., “ELEKTRON_DD”) of the service from
which the consumer wishes to request the item. msgKey.serviceId can be left blank if the
provider uses a default ID or name.
Table 50: Market Price Request Message Member Use

Chapter 6 Market Price Domain
Transport API 3.3.x Java Edition – Developers Guide 93
ETAJ330UMRDM.190
msgKey.nameType Optional. When consuming from Thomson Reuters sources, typically set to
InstrumentNameTypes.RIC (the “Reuters Instrument Code”). If unspecified,
msgKey.nameType defaults to InstrumentNameTypes.RIC.
msgKey.name Required in initial request, otherwise optional. Specifies the name of the requested item.
msgKey.filter Not used.
msgKey.identifier Not used.
msgKey.attrib Not used.
Payload Not used. Optional. When features such as View (RequestMsgFlags.HAS_VIEW) or Batch
(RequestMsgFlags.HAS_BATCH) are leveraged, the payload can contain information
relevant to that feature. For more detailed information, refer to the Transport API Java Edition
Developers Guide.
COMPONENT DESCRIPTION / VALUE
Table 50: Market Price Request Message Member Use (Continued)

Chapter 6 Market Price Domain
Transport API 3.3.x Java Edition – Developers Guide 94
ETAJ330UMRDM.190
6.2.2 Market Price Refresh Message
A Market Price Refresh Message is sent by OMM provider and OMM non-interactive provider applications. This message
sends all currently available information about the item to the consumer.
FieldList in the payload should include all fields that may be present in subsequent updates, even if those fields are
currently blank. When responding to a View request, this refresh should contain all fields that were requested by the specified
view. If for any reason the provider wishes to send new fields, it must first send an unsolicited refresh with both the new and
currently-present fields.
Note: All solicited or unsolicited refresh messages in the Market Price domain must be atomic, and have their
RefreshMsgFlags.CLEAR_CACHE and RefreshMsgFlags.REFRESH_COMPLETE flags set to true (the WebSocket API
automatically defaults these flags to true). The Market Price domain does not allow for multi-part refresh use.
COMPONENT DESCRIPTION / VALUE
MsgClass Required. MsgClasses.REFRESH == 2
partNum Not used.
domainType Required. DomainTypes.MARKET_PRICE == 6
state Required. Includes the state of the stream and data.
qos Optional. Specifies the QoS at which the stream is provided.
seqNum Optional. A user-specified, item-level sequence number which can be used by the application for
sequencing messages within this stream.
groupId Required. Associates the item with an Item Group (refer to Section 4.3.1.3).
permData Optional. Specifies the permission information associated with content on this stream.
extendedHeader Not used.
msgKey.serviceId Required. Specifies the ID or name (e.g., “ELEKTRON_DD”) of the service that provides the item.
msgKey.serviceId can be left blank if the provider uses a default ID or name.
msgKey.nameType Optional. msgKey.nameType should match the msgKey.nameType specified in the request. If
unspecified, msgKey.nameType defaults to InstrumentNameTypes.RIC.
msgKey.name Optional. msgKey.flags value of MsgKeyFlags.HAS_NAME should be specified. This should
match the requested name.
msgKey.filter Not used.
msgKey.identifier Not used.
msgKey.attrib Not used.
Payload Required. This should consist of a FieldList containing all fields associated with the item.
Table 51: Market Price Refresh Message Member Use

Chapter 6 Market Price Domain
Transport API 3.3.x Java Edition – Developers Guide 95
ETAJ330UMRDM.190
6.2.3 Market Price Update Message
A Market Price Update Message is sent by OMM provider and OMM non-interactive provider applications. The Market Price
Update Message conveys any changes to an item’s data.
COMPONENT DESCRIPTION / VALUE
MsgClass Required. MsgClasses.UPDATE == 4
domainType Required. DomainTypes.MARKET_PRICE == 6
updateType Required. Indicates the general content of the update:
•UpdateEventTypes.UNSPECIFIED == 0 (this is the default setting)
•UpdateEventTypes.QUOTE == 1
•UpdateEventTypes.TRADE == 2
•UpdateEventTypes.NEWS_ALERT == 3
•UpdateEventTypes.VOLUME_ALERT == 4
•UpdateEventTypes.ORDER_INDICATION == 5
•UpdateEventTypes.CLOSING_RUN == 6
•UpdateEventTypes.CORRECTION == 7
•UpdateEventTypes.MARKET_DIGEST == 8
•UpdateEventTypes.QUOTES_TRADE == 9
•UpdateEventTypes.MULTIPLE == 10
•UpdateEventTypes.VERIFY == 11
qos Optional. Specifies the QoS at which the stream is provided.
seqNum Optional. A user-specified, item-level sequence number which can be used by the application
for sequencing messages within this stream.
conflationCount Optional. If a provider sends a conflated update, conflationCount specifies the number of
updates in the conflation.
The consumer indicates interest in this information by setting the
RequestMsgFlags.CONF_INFO_IN_UPDATES flag in the request.
conflationTime Optional. If a provider sends a conflated update, conflationTime specifies the time interval
(in milliseconds) over which data is conflated.
The consumer indicates interest in this information by setting the
RequestMsgFlags.CONF_INFO_IN_UPDATES flag in the request.
permData Optional. Specifies permissioning information associated with only the contents of this update.
extendedHeader Not used.
msgKey.serviceId Conditional. msgKey.serviceId is required if RequestMsgFlags.MSG_KEY_IN_UPDATES
was set to true on the request (by default, the WebSockets API sets
RequestMsgFlags.MSG_KEY_IN_UPDATES to true). Specifies the ID or name (e.g.,
“ELEKTRON_DD”) of the service that provides the data. msgKey.serviceId can be left blank
if the provider uses a default ID or name.
Table 52: Market Price Update Message Member Use

Chapter 6 Market Price Domain
Transport API 3.3.x Java Edition – Developers Guide 96
ETAJ330UMRDM.190
msgKey.nameType Conditional. msgKey.nameType is required if RequestMsgFlags.MSG_KEY_IN_UPDATES
was set to true on the request (by default, the WebSockets API sets
RequestMsgFlags.MSG_KEY_IN_UPDATES to true). msgKey.nameType should match the
name type specified on the request. If msgKey.nameType is unspecified, its value defaults to
InstrumentNameTypes.RIC.
msgKey.name Conditional. msgKey.name is required if RequestMsgFlags.MSG_KEY_IN_UPDATES was
set to true on the request (by default, the WebSockets API sets
RequestMsgFlags.MSG_KEY_IN_UPDATES to true). msgKey.name specifies the name of
the item being provided.
msgKey.filter Not used.
msgKey.identifier Not used.
msgKey.attrib Not used.
Payload Required. This should consist of a FieldList with any changed data.
COMPONENT DESCRIPTION / VALUE
Table 52: Market Price Update Message Member Use (Continued)

Chapter 6 Market Price Domain
Transport API 3.3.x Java Edition – Developers Guide 97
ETAJ330UMRDM.190
6.2.4 Market Price Status Message
A Market Price Status Message is sent by OMM provider and OMM non-interactive provider applications. The status message
conveys state change information associated with an item stream.
6.2.5 Market Price Post Message
If support is specified by the provider, consumer applications can post Market Price data. For more information on posting,
refer to the Transport API Java Edition Developers Guide.
COMPONENT DESCRIPTION / VALUE
MsgClass Required. MsgClasses.STATUS == 3
domainType Required. DomainTypes.MARKET_PRICE == 6
State Optional. Specifies the current state information associated with the data and stream.
groupId Optional. Associates the item with an Item Group (refer to Section 4.3.1.3).
permData Optional. Specifies permissioning information associated with only the contents of this
message.
extendedHeader Not used.
msgKey.serviceId Conditional. msgKey.serviceId is required if RequestMsgFlags.MSG_KEY_IN_UPDATES
was set on the request (by default, the WebSockets API sets
RequestMsgFlags.MSG_KEY_IN_UPDATES to true). Specifies the ID or name (e.g.,
“ELEKTRON_DD”) of the service that provides the data. msgKey.serviceId can be left blank
if the provider uses a default ID or name.
msgKey.nameType Conditional. msgKey.nameType is required if RequestMsgFlags.MSG_KEY_IN_UPDATES
was set on the request (by default, the WebSockets API sets
RequestMsgFlags.MSG_KEY_IN_UPDATES to true). msgKey.nameType should match the
name type specified on the request. If msgKey.nameType is unspecified, its value defaults to
InstrumentNameTypes.RIC.
msgKey.name Conditional. msgKey.name is required if RequestMsgFlags.MSG_KEY_IN_UPDATES was
set on the request (by default, the WebSockets API sets
RequestMsgFlags.MSG_KEY_IN_UPDATES to true). msgKey.name specifies the name of
the item being provided.
msgKey.filter Not used.
msgKey.identifier Not used.
msgKey.attrib Not used.
Payload Not used.
Table 53: Market Price Status Message Member Use

Chapter 6 Market Price Domain
Transport API 3.3.x Java Edition – Developers Guide 98
ETAJ330UMRDM.190
6.3 Data: Market Price Refresh Message / Update Message Payload
Market Price data is conveyed as an FieldList, where each FieldEntry corresponds to a piece of information and its current
value. The field list should be decoded using its associated Field Dictionary, indicated by the dictionaryId present in the field
list. For more information, refer to Section 5.2. For more information on using the FieldList container type, refer to the
Transport API Java Edition Developers Guide.
6.4 Market Price Sample XML
6.4.1 Market Price Request Message Sample XML
Figure 15. Market Price Request Message Sample XML Message Layout
6.4.2 Market Price Refresh Message Sample XML
<REQUEST domainType="MARKET_PRICE" streamId="5" containerType="NO_DATA" flags="0x46
(HAS_PRIORITY|STREAMING|HAS_QOS)" Qos: Realtime/TickByTick/Static - timeInfo: 0 - rateInfo: 0
priorityClass="1" priorityCount="1" dataSize="0">
<key flags="0x07 (HAS_SERVICE_ID|HAS_NAME|HAS_NAME_TYPE)" serviceId="1257" name="EXAMPLE.N"
nameType="1"/>
<dataBody>
</dataBody>
</REQUEST>
<REFRESH domainType="MARKET_PRICE" streamId="5" containerType="FIELD_LIST" flags="0x1EA
(HAS_PERM_DATA|HAS_MSG_KEY|SOLICITED|REFRESH_COMPLETE|HAS_QOS|CLEAR_CACHE)" groupId="2"
permData="030A CB65 62C0" Qos: Realtime/TickByTick/Static - timeInfo: 0 - rateInfo: 0
State: Open/Ok/None - text: "All is well" dataSize="1466">
<key flags="0x03 (HAS_SERVICE_ID|HAS_NAME)" serviceId="1257" name="EXAMPLE.N"/>
<dataBody>
<fieldList flags="0x09 (HAS_FIELD_LIST_INFO|HAS_STANDARD_DATA)" fieldListNum="79"
dictionaryId="1">
<fieldEntry fieldId="3" dataType="RMTES_STRING" data="THOMSON REUTERS "/>
<fieldEntry fieldId="22" dataType="REAL" data="30.09"/>
<fieldEntry fieldId="25" dataType="REAL" data="30.1"/>
<fieldEntry fieldId="26" dataType="REAL" data="30.1"/>
<fieldEntry fieldId="30" dataType="REAL" data="4.0"/>
<fieldEntry fieldId="31" dataType="REAL" data="2.0"/>
<!-- Additional entries... -->
</fieldList>
</dataBody>
</REFRESH>
Chapter 6 Market Price Domain
Transport API 3.3.x Java Edition – Developers Guide 99
ETAJ330UMRDM.190
Figure 16. Market Price Refresh Message Sample XML Message Layout

Chapter 7 Market By Order Domain
Transport API 3.3.x Java Edition – Developers Guide 100
ETAJ330UMRDM.190
Chapter 7 Market By Order Domain
7.1 Description
The Market By Order domain provides access to Level II full order books. The list of orders is sent in the form of a Map. Each
MapEntry represents one order (using the order’s Id as its key) and contains a FieldList describing information related to
that order (such as price, whether it is a bid/ask order, size, quote time, and market maker identifier).
7.2 Usage
7.2.1 Market By Order Request Message
A Market By Order request message is encoded and sent by OMM consumer applications. The request specifies the name of
the item in which a consumer is interested.
To receive updates, the consumer makes a “streaming” request by setting the RequestMsgFlags.STREAMING flag. If the flag
is not set, the consumer is requesting a “snapshot,” and the final part of the refresh (i.e., the refresh has the
RefreshMsgFlags.REFRESH_COMPLETE flag set) indicates all responses have been received for the snapshot. Updates
may be received in either case if the refresh has multiple parts.
By default, JSON sets the RequestMsgFlags.STREAMING flag to true. To request a snapshot, you must explicitly set the
RequestMsgFlags.STREAMING flag to false.
To stop updates, a consumer can pause an item if the provider supports this functionality. For additional details, refer to the
Transport API Java Edition Developers Guide.
Note: GenericMsg(s) are not supported for DomainTypes.MARKET_BY_ORDER RDMs.
COMPONENT DESCRIPTION / VALUE
MsgClass Required. MsgClasses.REQUEST == 1
domainType Required. DomainTypes.MARKET_BY_ORDER == 7
qos Optional. Indicates the QoS at which the consumer wants the stream serviced. If both qos and
worstQos are specified, this request can be satisfied by a range of qualities of service.
worstQos Optional. Used with the qos member to define a range of acceptable Qualities of Service.
When encountering such a range, the provider should attempt to provide the best QoS it can
within that range.
This should only be used on services that claim to support it via the SupportsQosRange item in
the Source Directory response (refer to Section 4.3.1.1).
priorityClass Optional. Indicates the class of a streams priority.
priorityCount Optional. Indicates the count associated with a streams priority.
extendedHeader Not used.
Table 54: Market By Order Request Message Member Use

Chapter 7 Market By Order Domain
Transport API 3.3.x Java Edition – Developers Guide 101
ETAJ330UMRDM.190
msgKey.serviceId Required. This should be the ID or name (e.g., “ELEKTRON_DD”) associated with the
service from which the consumer wants to request the item. msgKey.serviceId can be left
blank if the provider uses a default ID or name.
msgKey.nameType Optional. When consuming from Thomson Reuters sources, msgKey.nameType is typically set
to InstrumentNameTypes.RIC (the “Reuters Instrument Code”). If absent, the Transport API
assumes a setting of InstrumentNameTypes.RIC.
msgKey.name Required in initial request, otherwise optional. Specifies the requested item’s name.
msgKey.filter Not used.
msgKey.identifier Not used.
msgKey.attrib Not used.
Payload Optional. When features such as View (RequestMsgFlags.HAS_VIEW) or Batch
(RequestMsgFlags.HAS_BATCH) are leveraged, the payload can contain information
relevant to that feature. For more detailed information, refer to Transport API Java Edition
Developers Guide.
COMPONENT DESCRIPTION / VALUE
Table 54: Market By Order Request Message Member Use (Continued)

Chapter 7 Market By Order Domain
Transport API 3.3.x Java Edition – Developers Guide 102
ETAJ330UMRDM.190
7.2.2 Market By Order Refresh Message
A Market By Order refresh message is encoded and sent by OMM interactive provider and OMM non-interactive provider
applications. A Market By Order refresh may be sent in multiple parts. It is possible for update and status messages to be
delivered between parts of a refresh message, regardless of whether the request is streaming or non-streaming.
Providers must set the RefreshMsgFlags.CLEAR_CACHE flag on the solicited RefreshMsg. For multi-part refreshes, the
RefreshMsgFlags.CLEAR_CACHE flag must be set on the first part only.
COMPONENT DESCRIPTION / VALUE
MsgClass Required. MsgClasses.REFRESH == 2
domainType Required. DomainTypes.MARKET_BY_ORDER == 7
state Required. The state of the stream and data.
partNum Optional. Specifies the part number of a multi-part refresh.
qos Optional. Specifies the QoS at which the stream is provided.
seqNum Optional. A user-specified, item-level sequence number which can be used by the application
for sequencing messages within this stream.
groupId Required. Associates the item with an Item Group (refer to Section 4.3.1.3).
permData Optional. Specifies permission information associated with content on this stream.
extendedHeader Not used.
msgKey.serviceId Required. Specifies the ID or name (e.g., “ELEKTRON_DD”) of the service that provides the
item. msgKey.serviceId can be left blank if the provider uses a default ID or name.
msgKey.nameType Optional. nameType should match the nameType specified in the request. If absent,
msgKey.nameType is assumed to be InstrumentNameTypes.RIC.
msgKey.name Optional. msgKey.flags value of MsgKeyFlags.HAS_NAME should be specified and the
contents of name should match the requested item’s name.
msgKey.filter Not used.
msgKey.identifier Not used.
msgKey.attrib Not used.
Payload Required. An order book is represented by an Map, where each entry (MapEntry) contains
information (FieldList) that corresponds to an order.
Table 55: Market By Order Refresh Message Member Use

Chapter 7 Market By Order Domain
Transport API 3.3.x Java Edition – Developers Guide 103
ETAJ330UMRDM.190
7.2.3 Market By Order Update Message
A Market By Order update message is encoded and sent by OMM interactive provider and OMM non-interactive provider
applications. The provider can send an update message to add, update, or remove order information.
COMPONENT DESCRIPTION / VALUE
MsgClass Required. MsgClasses.UPDATE == 4
domainType Required. DomainTypes.MARKET_BY_ORDER == 7
updateType Required. Indicates the general content of the update. Typically sent as one of the following:
•UpdateEventTypes.UNSPECIFIED == 0
•UpdateEventTypes.QUOTE == 1
seqNum Optional. A user-specified, item-level sequence number which can be used by the application
for sequencing messages within this stream.
conflationCount Optional. If a provider sends a conflated update, conflationCount informs the consumer as to
how many updates were included in the conflation.
The consumer indicates interest in this information by setting the
RequestMsgFlags.CONF_INFO_IN_UPDATES flag in the request.
conflationTime Optional. If a provider sends a conflated update, conflationTime informs the consumer as to
the interval (in milliseconds) over which data was conflated.
The consumer indicates interest in this information by setting the
RequestMsgFlags.CONF_INFO_IN_UPDATES flag in the request.
permData Optional. permData contains permissioning information associated only with the contents of
this update.
extendedHeader Not used.
msgKey.serviceId Conditional. msgKey.serviceId is required if RequestMsgFlags.MSG_KEY_IN_UPDATES
was set on the request. msgKey.serviceId specifies the ID or name (e.g., “ELEKTRON_DD”)
of the service that provides the data. msgKey.serviceId can be left blank if the provider uses
a default ID or name.
msgKey.nameType Conditional. msgKey.nameType is required if RequestMsgFlags.MSG_KEY_IN_UPDATES
was set on the request. msgKey.nameType must match the name type in the item’s request
message (typically InstrumentNameTypes.RIC).
msgKey.name Optional (Required if RequestMsgFlags.MSG_KEY_IN_UPDATES was set on the request).
msgKey.name specifies the name of the item being provided.
msgKey.filter Not used.
msgKey.identifier Not used.
msgKey.attrib Not used.
Payload Required. The order book is represented by an Map, where each map entry (MapEntry) holds
information (FieldList) corresponding to an order.
Table 56: Market By Order Update Message Member Use

Chapter 7 Market By Order Domain
Transport API 3.3.x Java Edition – Developers Guide 104
ETAJ330UMRDM.190
7.2.4 Market By Order Status Message
A Market By Order status message is sent by OMM interactive provider and non-interactive provider applications. This
message conveys state change information associated with an item stream.
7.2.5 Market By Order Post Message
If support is specified by the provider, consumer applications can post Market By Order data. For more information on posting,
refer to the Transport API Java Edition Developers Guide.
COMPONENT DESCRIPTION / VALUE
MsgClass Required. MsgClasses.STATUS == 3
domainType Required. DomainTypes.MARKET_BY_ORDER == 7
state Optional. Specifies the current state information associated with the data and stream.
seqNum Optional. A user-specified, item-level sequence number which can be used by the application
for sequencing messages within this stream.
groupId Optional. The provider may use this to change the item’s groupId (for details, refer to Section
4.3.1.3).
permData Optional. permData specifies any new permissioning information associated with all of the
stream’s contents.
extendedHeader Not used.
msgKey.serviceId Conditional. msgKey.serviceId is required if RequestMsgFlags.MSG_KEY_IN_UPDATES
was set on the request). msgKey.serviceId specifies the ID or name (e.g.,
“ELEKTRON_DD”) of the service that provides the item. msgKey.serviceId can be left blank
if the provider uses a default ID or name.
msgKey.nameType Conditional. msgKey.nameType is required if RequestMsgFlags.MSG_KEY_IN_UPDATES
was set on the request. msgKey.nameType must match the name type in the item’s request
message. If not specified, msgKey.nameType defaults to InstrumentNameTypes.RIC.
msgKey.name Optional (Required if RequestMsgFlags.MSG_KEY_IN_UPDATES was set on the request).
msgKey.name specifies the name of the item being provided.
msgKey.filter Not used.
msgKey.identifier Not used.
msgKey.attrib Not used.
Payload Not used.
Table 57: Market By Order Status Message Member Use

Chapter 7 Market By Order Domain
Transport API 3.3.x Java Edition – Developers Guide 105
ETAJ330UMRDM.190
7.3 Data
7.3.1 Market By Order Refresh / Update Payload
The payload of a Market By Order Refresh or Update is a Map. Each MapEntry corresponds to one order, where the entry key
is the Order Id.
Figure 17.
KEY TYPE CONTAINER TYPE PERMISSION
DATA REQUIRED DESCRIPTION
DataTypes.BUFFER,
DataTypes.ASCII_STRING,
DataTypes.RMTES_STRING
DataTypes.FIELD_LIST Optional Yes Contains information on the requested
order book. Each MapEntry contains
information about a specific order and
uses the Order’s ID as its key.
Instead of each entry having a copy of
the value in its field list, the
keyFieldId of the Map can match the
fieldId corresponding to the
ORDER_ID field.
Table 58: Market By Order Map

Chapter 7 Market By Order Domain
Transport API 3.3.x Java Edition – Developers Guide 106
ETAJ330UMRDM.190
7.3.2 Summary Data
The summaryData of the Map only needs to be present for the first refresh part. Typical fields in the summaryData include:
• Permission information (PROD_PERM)
• Currency of the orders (CURRENCY)
• Trade Units for the precision at which order prices are set (TRD_UNITS)
• Market State (MKT_ST_IND)
• Identifier of the exchange on which the orders were placed (RDN_EXCHD2)
• Price Ranking Rules (PR_RNK_RUL)
• Order Ranking Rules (OR_RNK_RUL)
• Quote Date (ACTIV_DATE)
• RIC of the underlying equity (STOCK_RIC)
7.3.3 MapEntry Contents
Each MapEntry contains a FieldList. Each field list contains information about the order. The field list should be decoded
using its associated Field Dictionary, indicated by the dictionaryId present in the field list.
• For more information, refer to Section 5.2.
• For more information about use of the Map and FieldList container types, refer to the Transport API Java Edition
Developers Guide.
The content of each field list typically includes:
• Order Price and Side (BID, ASK, or ORDER_PRC and ORDER_SIDE)
• Order Size (BIDSIZE, ASKSIZE, or ORDER_SIZE)
• Price Qualifiers (PRC_QL_CD, PRC_QL2)
• Market Maker Identifier (MKT_MKR_ID or MMID)
• Quote Time (QUOTIM_MS)
7.4 Market By Order Sample XML
7.4.1 Market By Order Request Message Sample XML
<REQUEST domainType="MARKET_BY_ORDER" streamId="6" containerType="NO_DATA" flags="0x46
(HAS_PRIORITY|STREAMING|HAS_QOS)" Qos: Realtime/TickByTick/Static - timeInfo: 0 - rateInfo: 0
priorityClass="1" priorityCount="1" dataSize="0">
<key flags="0x07 (HAS_SERVICE_ID|HAS_NAME|HAS_NAME_TYPE)" serviceId="1" name="EXAMPLE.ARC"
nameType="1"/>
<dataBody>
</dataBody>
</REQUEST>

Chapter 7 Market By Order Domain
Transport API 3.3.x Java Edition – Developers Guide 107
ETAJ330UMRDM.190
Figure 18. Market By Order Request Message Sample XML Message Layout
7.4.2 Market By Order Refresh Message Sample XML
<REFRESH domainType="MARKET_BY_ORDER" streamId="6" containerType="MAP" flags="0x1E8
(HAS_MSG_KEY|SOLICITED|REFRESH_COMPLETE|HAS_QOS|CLEAR_CACHE)" groupId="0"
Qos: Realtime/TickByTick/Static - timeInfo: 0 - rateInfo: 0 State: Open/Ok/None -
text: "Item Refresh Completed" dataSize="158">
<key flags="0x07 (HAS_SERVICE_ID|HAS_NAME|HAS_NAME_TYPE)" serviceId="1" name="EXAMPLE.ARC"
nameType="1"/>
<dataBody>
<map flags="0x13 (HAS_SET_DEFS|HAS_SUMMARY_DATA|HAS_KEY_FIELD_ID)" countHint="0"
keyPrimitiveType="BUFFER" containerType="FIELD_LIST" keyFieldId="0" >
<fieldSetDefs>
<fieldSetDef setId="0">
<fieldSetDefEntry fieldId="3427" dataType="REAL" />
<fieldSetDefEntry fieldId="3428" dataType="ENUM" />
<fieldSetDefEntry fieldId="3429" dataType="REAL" />
<fieldSetDefEntry fieldId="212" dataType="RMTES_STRING" />
<fieldSetDefEntry fieldId="3855" dataType="UINT" />
</fieldSetDef>
</fieldSetDefs>
<summaryData>
<fieldList flags="0x08 (HAS_STANDARD_DATA)">
<fieldEntry fieldId="15" dataType="ENUM" data="840"/>
<fieldEntry fieldId="133" dataType="ENUM" data="20"/>
</fieldList>
</summaryData>
<mapEntry flags="0x00" action="ADD" key="100" >
<fieldList flags="0x07 (HAS_FIELD_LIST_INFO|HAS_SET_DATA|HAS_SET_ID)" dictionaryId="1"
setId="0">
<fieldEntry fieldId="3427" dataType="REAL" data="34.59"/>
<fieldEntry fieldId="3428" dataType="ENUM" data="1"/>
<fieldEntry fieldId="3429" dataType="REAL" data="5.0"/>
<fieldEntry fieldId="212" dataType="RMTES_STRING" data="MarketMaker1"/>
<fieldEntry fieldId="3855" dataType="UINT" data="0"/>
</fieldList>
</mapEntry>
<mapEntry flags="0x00" action="ADD" key="101" >
<fieldList flags="0x07 (HAS_FIELD_LIST_INFO|HAS_SET_DATA|HAS_SET_ID)" dictionaryId="1"
setId="0">
<fieldEntry fieldId="3427" dataType="REAL" data="35.59"/>
<fieldEntry fieldId="3428" dataType="ENUM" data="2"/>
<fieldEntry fieldId="3429" dataType="REAL" data="6.0"/>
<fieldEntry fieldId="212" dataType="RMTES_STRING" data="MarketMaker2"/>
<fieldEntry fieldId="3855" dataType="UINT" data="500"/>
</fieldList>
</mapEntry>

Chapter 7 Market By Order Domain
Transport API 3.3.x Java Edition – Developers Guide 108
ETAJ330UMRDM.190
Figure 19. Market By Order Refresh Message Sample XML Message Layout
<mapEntry flags="0x00" action="ADD" key="102" >
<fieldList flags="0x07 (HAS_FIELD_LIST_INFO|HAS_SET_DATA|HAS_SET_ID)" dictionaryId="1"
setId="0">
<fieldEntry fieldId="3427" dataType="REAL" data="36.59"/>
<fieldEntry fieldId="3428" dataType="ENUM" data="2"/>
<fieldEntry fieldId="3429" dataType="REAL" data="7.0"/>
<fieldEntry fieldId="212" dataType="RMTES_STRING" data="MarketMaker3"/>
<fieldEntry fieldId="3855" dataType="UINT" data="1000"/>
</fieldList>
</mapEntry>
</map>
</dataBody>
</REFRESH>

Chapter 8 Market By Price Domain
Transport API 3.3.x Java Edition – Developers Guide 109
ETAJ330UMRDM.190
Chapter 8 Market By Price Domain
8.1 Description
Market By Price provides access to Level II market depth information. The list of price points is sent in a Map. Each entry
represents one price point (using that price and bid/ask side as its key) and contains a FieldList that describes information
related to that price point.
8.2 Usage
8.2.1 Market By Price Request Message
A Market By Price request message is encoded and sent by OMM consumer applications. The request specifies the name of
an item in which the consumer is interested.
To receive updates, a consumer can make a “streaming” request by setting the RequestMsgFlags.STREAMING flag. If the
flag is not set, the consumer requests a “snapshot” and the refresh should end the request (updates may be received in either
case if the refresh has multiple parts).
A consumer can pause an item to stop updates (if the provider supports such functionality). For more information, refer to the
Transport API Java Edition Developers Guide.
Note: GenericMsg(s) are not supported for the DomainTypes.MARKET_BY_PRICE Reuters Domain Model.
COMPONENT DESCRIPTION / VALUE
MsgClass Required. MsgClasses.REQUEST == 1
domainType Required. DomainTypes.MARKET_BY_PRICE == 8
qos Optional. Indicates the QoS at which the consumer wants the stream serviced. If both qos and
worstQos are specified, this request can be satisfied by a range of QoS.
worstQos Optional. Used with qos to define a range of acceptable QoS. When the provider encounters
such a range, it should attempt to provide the best QoS possible within that range.
This should only be used on services that claim to support it via the SupportsQosRange item in
the Source Directory response (for further details, refer to Section 4.3.1.1).
priorityClass Optional. Indicates the class of a streams priority.
priorityCount Optional. Indicates the count associated with a streams priority.
extendedHeader Not used.
msgKey.serviceId Required. Specifies the ID or name (e.g., “ELEKTRON_DD”) of the service that provides the
requested item. msgKey.serviceId can be left blank if the provider uses a default ID or name.
msgKey.nameType Optional. Typically set to InstrumentNameTypes.RIC (the “Reuters Instrument Code”) when
consuming from Thomson Reuters sources. If absent, its default value is
InstrumentNameTypes.RIC.
Table 59: Market By Price Request Message Member Use

Chapter 8 Market By Price Domain
Transport API 3.3.x Java Edition – Developers Guide 110
ETAJ330UMRDM.190
8.2.2 Market By Price Refresh Message
A Market By Price refresh message is encoded and sent by OMM interactive provider and OMM non-interactive provider
applications.
A Market By Price refresh may be sent in multiple parts. Both update and status messages can be delivered between parts of
a refresh message, regardless of streaming or non-streaming request.
Providers must set the RefreshMsgFlags.CLEAR_CACHE flag on the solicited RefreshMsg. For multi-part refreshes, the
RefreshMsgFlags.CLEAR_CACHE flag must be set on the first part only.
msgKey.name Required in initial request, otherwise optional. Specifies the name of the requested item.
msgKey.filter Not used.
msgKey.identifier Not used.
msgKey.attrib Not used.
Payload Optional. When features such as View (RequestMsgFlags.HAS_VIEW) or Batch
(RequestMsgFlags.HAS_BATCH) are leveraged, the payload can contain information
relevant to that feature.
For further details, refer to the Transport API Java Edition Developers Guide.
COMPONENT DESCRIPTION / VALUE
MsgClass Required. MsgClasses.REFRESH == 2
domainType Required. DomainTypes.MARKET_BY_PRICE == 8
state Required. Indicates the state of the stream and data.
partNum Optional. Specifies the part number of a multi-part refresh.
qos Optional. Specifies the QoS at which the stream is provided.
seqNum Optional. A user-specified, item-level sequence number which can be used by the application
for sequencing messages within this stream.
groupId Required. Associates the item with an Item Group (for further information, refer to Section
4.3.1.3).
permData Optional. If present, specifies permission information associated with the stream’s content.
extendedHeader Not used.
msgKey.serviceId Required. Specifies the ID or name (e.g., “ELEKTRON_DD”) of the service that provides the
item. msgKey.serviceId can be left blank if the provider uses a default ID or name.
msgKey.nameType Optional. msgKey.nameType should match the msgKey.nameType specified in the request. If
absent, this value is assumed to be InstrumentNameTypes.RIC.
Table 60: Market By Price Refresh Message Member Use
COMPONENT DESCRIPTION / VALUE
Table 59: Market By Price Request Message Member Use (Continued)

Chapter 8 Market By Price Domain
Transport API 3.3.x Java Edition – Developers Guide 111
ETAJ330UMRDM.190
msgKey.name Optional. msgKey.flags value of MsgKeyFlags.HAS_NAME should be specified, and
msgKey.name should match the name specified in the request.
msgKey.filter Not used.
msgKey.identifier Not used.
msgKey.attrib Not used.
Payload Required. The order book is represented by a Map, where each entry contains a FieldList
which has information about a price point.
COMPONENT DESCRIPTION / VALUE
Table 60: Market By Price Refresh Message Member Use (Continued)

Chapter 8 Market By Price Domain
Transport API 3.3.x Java Edition – Developers Guide 112
ETAJ330UMRDM.190
8.2.3 Market By Price Update Message
A Market By Price update message is encoded and sent by OMM interactive provider and OMM non-interactive provider
applications. The provider can send an update message to add, update, or remove price point information.
COMPONENT DESCRIPTION / VALUE
MsgClass Required. MsgClasses.UPDATE == 4
domainType Required. DomainTypes.MARKET_BY_PRICE == 8
updateType Required. Indicates the general content of the update. Typically sent as one of the following:
•UpdateEventTypes.UNSPECIFIED == 0
•UpdateEventTypes.QUOTE == 1
seqNum Optional. A user-specified, item-level sequence number which can be used by the application
for sequencing messages within this stream.
conflationCount Optional. If a provider sends a conflated update, conflationCount specifies how many
updates were included in the conflation.
The consumer indicates interest in this information by setting the
RequestMsgFlags.CONF_INFO_IN_UPDATES to true in the request.
conflationTime Optional. If a provider sends a conflated update, conflationTime specifies the time interval
(in milliseconds) over which data is conflated.
The consumer indicates interest in this information by setting the
RequestMsgFlags.CONF_INFO_IN_UPDATES to true in the request.
permData Optional. Specifies permissioning information for the update’s content.
extendedHeader Not used.
msgKey.serviceId Conditional. msgKey.serviceId is required if RequestMsgFlags.MSG_KEY_IN_UPDATES
was set on the request. Specifies the ID or name (e.g., “ELEKTRON_DD”) of the service that
provides the item. msgKey.serviceId can be left blank if the provider uses a default ID or
name.
msgKey.nameType Conditional. msgKey.nameType is required if RequestMsgFlags.MSG_KEY_IN_UPDATES
was set on the request. msgKey.nameType should match the msgKey.nameType specified in the
item’s request message. If msgKey.nameType is not specified, it uses the default
InstrumentNameTypes.RIC.
msgKey.name Conditional. msgKey.name is required if RequestMsgFlags.MSG_KEY_IN_UPDATES was
set on the request) Specifies the name of the item being provided.
msgKey.filter Not used.
msgKey.identifier Not used.
msgKey.attrib Not used.
Payload Required. The order book is represented by a Map, where each entry contains a FieldList
containing information about a price point.
Table 61: Market By Price Update Message Member Use

Chapter 8 Market By Price Domain
Transport API 3.3.x Java Edition – Developers Guide 113
ETAJ330UMRDM.190
8.2.4 Market By Price Status Message
A Market By Price status message is encoded and sent by OMM interactive provider and non-interactive provider applications.
This message conveys state change information associated with an item stream.
8.2.5 Market By Price Post Message
If supported by the provider, consumer applications can post Market By Price data. For more information on posting, refer to
the Transport API Java Edition Developers Guide.
COMPONENT DESCRIPTION / VALUE
MsgClass Required. MsgClasses.STATUS == 3
domainType Required. DomainTypes.MARKET_BY_PRICE == 8
state Optional. Specifies current state information associated with the data and stream.
qos Optional. Specifies the QoS at which the stream is provided.
groupId Optional. Specifies the item’s groupId (the provider can use this component to change the
item’s groupId).
permData Optional. Specifies new permissioning information associated with all contents on the stream.
extendedHeader Not used.
msgKey.serviceId Optional. Specifies the ID or name (e.g., “ELEKTRON_DD”) of the service that provides the
item. msgKey.serviceId can be left blank if the provider uses a default ID or name.
msgKey.nameType Optional. msgKey.nameType should match the msgKey.nameType specified in the item’s
request message. If msgKey.nameType is not specified, it uses the default
InstrumentNameTypes.RIC.
msgKey.name Optional. Specifies the name of the item being provided.
msgKey.filter Not used.
msgKey.identifier Not used.
msgKey.attrib Not used.
Payload Not used.
Table 62: Market By Price Status Message Member Use

Chapter 8 Market By Price Domain
Transport API 3.3.x Java Edition – Developers Guide 114
ETAJ330UMRDM.190
8.3 Data
8.3.1 Market By Price Refresh/Update Payload
The payload of a Market By Price Refresh or Update is a Map. Each price point is contained in an MapEntry which uses the
price point and side (buy or sell) as the entry key.
8.3.2 Summary Data
The summaryData of the Map needs to be present only for the first refresh part, which typically includes:
• Permission information (PROD_PERM)
• Currency of the orders (CURRENCY)
• Trade Units for the precision with which order prices are set (TRD_UNITS)
• Market State (MKT_ST_IND)
• The identifier of the exchange on which the orders were placed (RDN_EXCHD2)
• Price Ranking Rules (PR_RNK_RUL)
• Quote Date (QUOTE_DATE)
8.3.3 MapEntry Contents
The MapEntry key is a Buffer that contains a combination of the price and order side, thus each key is unique within its map.
The key should be treated as a single entity and is not meant to be parsed.
Each MapEntry houses an FieldList that contains information about the price point. The field list should be decoded using its
associated Field Dictionary, indicated by the dictionaryId present in the field list.
• For more information on dictionary use, refer to Section 5.2.
• For more information about use of the Map and FieldList container types, refer to the Transport API Java Edition
Developers Guide.
The field list typically includes:
• Order Price & Side (BID, ASK, or ORDER_PRC and ORDER_SIDE)
• Order Size (BIDSIZE, ASKSIZE, or ORDER_SIZE)
• Number of aggregated orders (NO_ORD)
• Quote Time (QUOTIM_MS)
KEY TYPE CONTAINER TYPE PERMISSION
DATA DESCRIPTION
DataTypes.BUFFER DataTypes.FIELD_LIST Optional Required. Contains information about the known
price points. Each MapEntry represents one price
point and uses that price (along with the buy/sell
side) as its key.
Table 63: Market By Price Map

Chapter 8 Market By Price Domain
Transport API 3.3.x Java Edition – Developers Guide 115
ETAJ330UMRDM.190
• A map containing the Market Makers (MMID) and optionally a field list with each of the market makers’ positions at the
Order Price point.
8.4 Market By Price Sample XML
8.4.1 Market By Price Request Message Sample XML
Figure 20. Market By Price Request Message Sample XML Message Layout
8.4.2 Market By Price Refresh Message Sample XML
<REQUEST domainType="MARKET_BY_PRICE" streamId="7" containerType="NO_DATA" flags="0x46
(HAS_PRIORITY|STREAMING|HAS_QOS)" Qos: Realtime/TickByTick/Static - timeInfo: 0 - rateInfo: 0
priorityClass="1" priorityCount="1" dataSize="0">
<key flags="0x07 (HAS_SERVICE_ID|HAS_NAME|HAS_NAME_TYPE)" serviceId="1" name="EXAMPLE.N"
nameType="1"/>
<dataBody>
</dataBody>
</REQUEST>
<REFRESH domainType="MARKET_BY_PRICE" streamId="7" containerType="MAP" flags="0x1A8
(HAS_MSG_KEY|SOLICITED|HAS_QOS|CLEAR_CACHE)" groupId="0" Qos: Realtime/TickByTick/Static -
timeInfo: 0 - rateInfo: 0 State: Open/Ok/None - text: "Item Refresh In Progress" dataSize="59">
<key flags="0x07 (HAS_SERVICE_ID|HAS_NAME|HAS_NAME_TYPE)" serviceId="1" name="EXAMPLE.N"
nameType="1"/>
<dataBody>
<map flags="0x13 (HAS_SET_DEF|HAS_SUMMARY_DATA|HAS_KEY_FIELD_ID)" countHint="0"
keyPrimitiveType="BUFFER" containerType="FIELD_LIST" keyFieldId="0" >
<fieldSetDefs>
<fieldSetDef setId="0">
<fieldSetDefEntry fieldId="3430" dataType="UINT" />
<fieldSetDefEntry fieldId="3428" dataType="ENUM" />
<fieldSetDefEntry fieldId="3429" dataType="REAL" />
<fieldSetDefEntry fieldId="3427" dataType="REAL" />
<fieldSetDefEntry fieldId="3855" dataType="UINT" />
</fieldSetDef>
</fieldSetDefs>
<summaryData>
<fieldList flags="0x08 (HAS_STANDARD_DATA)">
<fieldList flags="0x08 (HAS_STANDARD_DATA)">
<fieldEntry fieldId="15" dataType="ENUM" data="840"/>
<fieldEntry fieldId="133" dataType="ENUM" data="20"/>
</fieldList>
</summaryData>

Chapter 8 Market By Price Domain
Transport API 3.3.x Java Edition – Developers Guide 116
ETAJ330UMRDM.190
Figure 21. Market By Price Refresh Message Sample XML Message Layout
<mapEntry flags="0x00" action="ADD" key="34.59b" >
<fieldList flags="0x07 (HAS_FIELD_LIST_INFO|HAS_SET_DATA|HAS_SET_ID)"
dictionaryId="1" setId="0">
<fieldEntry fieldId="3430" dataType="UINT" data="1"/>
<fieldEntry fieldId="3428" dataType="REAL" data="5.0"/>
<fieldEntry fieldId="3429" dataType="REAL" data="5.0"/>
<fieldEntry fieldId="3427" dataType="REAL" data="34.59"/>
<fieldEntry fieldId="3855" dataType="UINT" data="0"/>
</fieldList>
</mapEntry>
</map>
</dataBody>
</REFRESH>

Chapter 9 Market Maker Domain
Transport API 3.3.x Java Edition – Developers Guide 117
ETAJ330UMRDM.190
Chapter 9 Market Maker Domain
9.1 Description
The Market Maker domain provides access to market maker quotes and trade information. The list of market makers is sent in
the form of a Map. Each MapEntry represents one market maker (using that market maker’s ID as its key) and contains a
FieldList describing information such as that market maker’s bid and ask prices, quote time, and market source.
9.2 Usage
9.2.1 Market Maker Request Message
A Market Maker request message is encoded and sent by OMM consumer applications. The request specifies the name of an
item in which the consumer is interested.
To receive updates, a consumer can make a “streaming” request by setting the RequestMsgFlags.STREAMING flag. If the
flag is not set, the consumer requests a “snapshot,” and the final part of the refresh (i.e., the refresh has the
RefreshMsgFlags.REFRESH_COMPLETE flag set) indicates all responses have been received for the snapshot. Updates
may be received in either case if the refresh has multiple parts.
To stop updates, a consumer can pause an item (if the provider supports this functionality). For more information, refer to the
Transport API Java Edition Developers Guide.
Note: GenericMsg(s) are not supported for the MARKET_MAKER Reuters Domain Model.
COMPONENT DESCRIPTION / VALUE
MsgClass Required. MsgClasses.REQUEST == 1
domainType Required. DomainTypes.MARKET_MAKER == 9
qos Optional. Indicates the QoS at which the consumer wants the stream serviced. If both qos and
worstQos are specified, this request can be satisfied by a range of QoS.
worstQos Optional. Used with qos to define a range of acceptable QoS. If the provider encounters such a
range, it should attempt to provide the best possible QoS within that range.
This should only be used on services that claim to support it via the SupportsQosRange item in
the Source Directory response (for details, refer to Section 4.3.1.1).
priorityClass Optional. Indicates the class of a stream’s priority.
priorityCount Optional. Indicates the count associated with a stream’s priority.
extendedHeader Not used.
msgKey.serviceId Required. Specifies the ID or name (e.g., “ELEKTRON_DD”) of the service that provides the
requested item. msgKey.serviceId can be left blank if the provider uses a default ID or name.
Table 64: Market Maker Request Message Member Use

Chapter 9 Market Maker Domain
Transport API 3.3.x Java Edition – Developers Guide 118
ETAJ330UMRDM.190
msgKey.nameType Optional. When consuming from Thomson Reuters sources, msgKey.nameType is typically set
to InstrumentNameTypes.RIC (the “Reuters Instrument Code”). If absent, its value reverts to
the default, which is InstrumentNameTypes.RIC.
msgKey.name Required in initial request, otherwise optional. Specifies the name of the requested item.
msgKey.filter Not used.
msgKey.identifier Not used.
msgKey.attrib Not used.
Payload Optional. When features such as View (RequestMsgFlags.HAS_VIEW) or Batch
(RequestMsgFlags.HAS_BATCH) are leveraged, the payload can contain information
relevant to that feature. For more details, refer to Transport API Java Edition Developers
Guide.
COMPONENT DESCRIPTION / VALUE
Table 64: Market Maker Request Message Member Use (Continued)

Chapter 9 Market Maker Domain
Transport API 3.3.x Java Edition – Developers Guide 119
ETAJ330UMRDM.190
9.2.2 Market Maker Refresh Message
A Market Maker refresh message is encoded and sent by OMM interactive provider and OMM non-interactive provider
applications.
The Market Maker refresh can be sent in multiple parts. Keep in mind that both update and status messages can be delivered
between parts of a refresh message, regardless of streaming or non-streaming request.
Providers must set the RefreshMsgFlags.CLEAR_CACHE flag on the solicited RefreshMsg. For multi-part refreshes, the
RefreshMsgFlags.CLEAR_CACHE flag must be set on the first part only.
COMPONENT DESCRIPTION / VALUE
MsgClass Required. MsgClasses.REFRESH == 2
domainType Required. DomainTypes.MARKET_MAKER == 9
state Required. Indicates the state of the stream and data.
partNum Optional. Specifies the part number of a multi-part refresh.
qos Optional. Specifies the QoS at which the stream is provided.
seqNum Optional. A user-specified, item-level sequence number which can be used by the application
for sequencing messages within this stream.
groupId Required. Associates the item with an Item Group (refer to Section 4.3.1.3).
permData Optional. Specifies permission information associated with this stream’s content.
extendedHeader Not used.
msgKey.serviceId Required. Specifies the ID or name (e.g., “ELEKTRON_DD”) of the service that provides the
item. msgKey.serviceId can be left blank if the provider uses a default ID or name.
msgKey.nameType Optional. nameType should match the nameType specified in the request. If absent,
msgKey.nameType defaults to InstrumentNameTypes.RIC.
msgKey.name Optional. A msgKey.flags value of MsgKeyFlags.HAS_NAME should be specified, which
should match the requested name.
msgKey.filter Not used.
msgKey.identifier Not used.
Payload Required. The order book is represented by a Map, where each entry contains an FieldList
which has information about a market maker.
Table 65: Market Maker Refresh Message Member Use

Chapter 9 Market Maker Domain
Transport API 3.3.x Java Edition – Developers Guide 120
ETAJ330UMRDM.190
9.2.3 Market Maker Update Message
A Market Maker update message is encoded and sent by OMM interactive provider and OMM non-interactive provider
applications.
The provider can send an update message to add, update, or remove market maker information.
COMPONENT DESCRIPTION / VALUE
MsgClass Required. MsgClasses.UPDATE == 4
domainType Required. DomainTypes.MARKET_MAKER == 9
updateType Required. Indicates the general content of the update. Typically sent as one of the following:
•UpdateEventTypes.UNSPECIFIED == 0
•UpdateEventTypes.QUOTE == 1
partNum Not used.
qos Optional. Specifies the QoS at which the stream is provided.
seqNum Optional. A user-specified, item-level sequence number which can be used by the application
for sequencing messages within this stream.
conflationCount Optional. If a provider sends a conflated update, conflationCount specifies how many
updates are in the conflation.
The consumer indicates interest in this information by setting the
RequestMsgFlags.CONF_INFO_IN_UPDATES flag in the request.
conflationTime Optional. If a provider sends a conflated update, conflationTime specifies the time interval
(in milliseconds) over which data is conflated.
The consumer indicates interest in this information by setting the
RequestMsgFlags.CONF_INFO_IN_UPDATES flag in the request.
permData Optional. Specifies permissioning information associated only with the contents of this update.
extendedHeader Not used.
msgKey.serviceId Conditional. msgKey.serviceId is required if RequestMsgFlags.MSG_KEY_IN_UPDATES
was set on the request. msgKey.serviceId specifies the ID or name (e.g., “ELEKTRON_DD”)
of the service that provides the item. msgKey.serviceId can be left blank if the provider uses
a default ID or name.
msgKey.nameType Conditional. msgKey.nameType is required if RequestMsgFlags.MSG_KEY_IN_UPDATES
was set on the request. msgKey.nameType must match the name type in the item’s request
message (typically InstrumentNameTypes.RIC). If absent, msgKey.nameType defaults to
InstrumentNameTypes.RIC.
msgKey.name Conditional. msgKey.name is required if RequestMsgFlags.MSG_KEY_IN_UPDATES was
set on the request. msgKey.name specifies the name of the item being provided.
msgKey.filter Not used.
msgKey.identifier Not used.
msgKey.attrib Not used.
Table 66: Market Maker Update Message Member Use

Chapter 9 Market Maker Domain
Transport API 3.3.x Java Edition – Developers Guide 121
ETAJ330UMRDM.190
9.2.4 Market Maker Status Message
A Market Maker status message is encoded and sent by OMM interactive provider and non-interactive provider applications.
This message conveys state change information associated with an item stream.
9.2.5 Market Maker Post Message
If the provider supports Market Maker post messages, consumer applications can post Market Maker data. For more
information on posting, refer to the Transport API Java Edition Developers Guide.
Payload Required. The order book is represented by a Map, where each entry contains a FieldList
which in turn contains information about a market maker.
COMPONENT DESCRIPTION / VALUE
MsgClass Required. MsgClasses.STATUS == 3
domainType Required. DomainTypes.MARKET_MAKER == 9
state Optional. Specifies current state information associated with the data and stream.
qos Optional. Specifies the QoS at which the stream is provided.
groupId Optional. The provider can use this component to change the items’ groupId.
permData Optional. Specifies new permissioning information associated with all of the stream’s contents.
extendedHeader Not used.
msgKey.serviceId Optional. msgKey.serviceId specifies the ID or name (e.g., “ELEKTRON_DD”) of the service
that provides the item. msgKey.serviceId can be left blank if the provider uses a default ID or
name.
msgKey.nameType Optional. msgKey.nameType must match the name type in the item’s request message
(typically InstrumentNameTypes.RIC). If absent, msgKey.nameType defaults to
InstrumentNameTypes.RIC.
msgKey.name Optional. msgKey.name specifies the name of the item being provided.
msgKey.filter Not used.
msgKey.identifier Not used.
msgKey.attrib Not used.
Payload Not used.
Table 67: Market Maker Status Message Member Use
COMPONENT DESCRIPTION / VALUE
Table 66: Market Maker Update Message Member Use (Continued)

Chapter 9 Market Maker Domain
Transport API 3.3.x Java Edition – Developers Guide 122
ETAJ330UMRDM.190
9.3 Data
9.3.1 Market Maker Refresh/Update Payload
The payload of a Market Maker Refresh or Update is an Map. Information about each market maker is contained in an
MapEntry which uses the market maker ID as its entry key.
Figure 22.
9.3.2 Summary Data
The summaryData of the Map only needs to be present in the first refresh part. Typical fields in the summaryData include:
• Permission information (PROD_PERM)
• Currency of the orders (CURRENCY)
• Trade Units for the precision at which order prices are set (TRD_UNITS)
• Identifier of the exchange on which the orders were placed (RDN_EXCHD2)
• Market State indicating the state of the market (MKT_ST_IND)
• Price ranking rules (PR_RNK_RUL)
• Quote Date (QUOTE_DATE)
9.3.3 MapEntry Contents
Each MapEntry key is a Buffer, AsciiString, or RmtesString that contains a unique market maker’s ID.
Each MapEntry houses a FieldList that contains information about the market maker. The field list should be decoded using
its associated Field Dictionary, indicated by the dictionaryId present in the field list.
• For more information on dictionary use, refer to Section 5.2.
• For more information about use of the Map and FieldList container types, refer to the Transport API Java Edition
Developers Guide.
The field list typically includes:
•Bid (BID)
• Ask (ASK)
KEY TYPE CONTAINER TYPE DESCRIPTION
DataTypes.BUFFER
DataTypes.ASCII_STRING
DataTypes.RMTES_STRING
DataTypes.FIELD_LIST Required. Contains information about known market makers. Each
MapEntry identifies one market maker and uses the market maker’s
ID as the key.
Including permission data is optional.
The keyFieldId of the map may be set to the fieldId that
corresponds to the MMID or MKT_MKR_ID field, instead of each
entry having a copy of the value in its field list.
Table 68: Market Maker Map

Chapter 9 Market Maker Domain
Transport API 3.3.x Java Edition – Developers Guide 123
ETAJ330UMRDM.190
• Bid Size (BIDSIZE)
• Ask Size (ASKSIZE)
• Market Source (MKT_SOURCE)
• Market Maker Name (MKT_MKR_NM)
• Price Qualifiers (PRC_QL_CD and PRC_QL2)
• Quote Time (QUOTIM_MS)
9.4 Market Maker Sample XML
9.4.1 Market Maker Request Message Sample XML
Figure 23. Market Maker Request Message Sample XML Message Layout
9.4.2 Market Maker Refresh Message Sample XML
<REQUEST domainType="MARKET_MAKER" streamId="6" containerType="NO_DATA" flags="0x06
(HAS_PRIORITY|STREAMING)" priorityClass="1" priorityCount="1" dataSize="0">
<key flags="0x07 (HAS_SERVICE_ID|HAS_NAME|HAS_NAME_TYPE)" serviceId="1" name="EXAMPLE.OQ"
nameType="1"/>
<dataBody>
</dataBody>
</REQUEST>
<REFRESH domainType="MARKET_MAKER" streamId="6" containerType="MAP" flags="0x128
(HAS_MSG_KEY|SOLICITED|CLEAR_CACHE)" groupId="0" State: Open/Ok/None - text: "OK"
dataSize="560">
<key flags="0x07 (HAS_SERVICE_ID|HAS_NAME|HAS_NAME_TYPE)" serviceId="1" name="TRI.N" nameType="1"/
>
<dataBody>
<map flags="0x03 (HAS_SET_DEFS|HAS_SUMMARY_DATA)" countHint="0" keyPrimitiveType="BUFFER"
containerType="FIELD_LIST" >
<fieldSetDefs>
<fieldSetDef setId="0">
<fieldSetDefEntry fieldId="22" dataType="REAL" />
<fieldSetDefEntry fieldId="30" dataType="REAL" />
<fieldSetDefEntry fieldId="25" dataType="REAL" />
<fieldSetDefEntry fieldId="31" dataType="REAL" />
<fieldSetDefEntry fieldId="213" dataType="ENUM" />
<fieldSetDefEntry fieldId="214" dataType="RMTES_STRING" />
<fieldSetDefEntry fieldId="3855" dataType="UINT" />
<fieldSetDefEntry fieldId="118" dataType="ENUM" />
</fieldSetDef>

Chapter 9 Market Maker Domain
Transport API 3.3.x Java Edition – Developers Guide 124
ETAJ330UMRDM.190
</fieldSetDefs>
<summaryData>
<fieldList flags="0x08 (HAS_STANDARD_DATA)">
<fieldEntry fieldId="15" dataType="ENUM" data="840"/>
<fieldEntry fieldId="1709" dataType="ENUM" data="2"/>
<fieldEntry fieldId="53" dataType="ENUM" data="2"/>
<fieldEntry fieldId="3423" dataType="ENUM" data="2"/>
<fieldEntry fieldId="133" dataType="ENUM" data="1"/>
</fieldList>
</summaryData>
<mapEntry flags="0x00" action="ADD" key="MMID1" >
<fieldList flags="0x06 (HAS_SET_DATA|HAS_SET_ID)" setId="0">
<fieldEntry fieldId="22" dataType="REAL" data="14.72"/>
<fieldEntry fieldId="30" dataType="REAL" data="165.0"/>
<fieldEntry fieldId="25" dataType="REAL" data="17.28"/>
<fieldEntry fieldId="31" dataType="REAL" data="110.0"/>
<fieldEntry fieldId="213" dataType="ENUM" data="1"/>
<fieldEntry fieldId="214" dataType="RMTES_STRING" data="Market Maker1(0x00)"/>
<fieldEntry fieldId="3855" dataType="UINT" data="68627452"/>
<fieldEntry fieldId="118" dataType="ENUM" data="60"/>
</fieldList>
</mapEntry>
<mapEntry flags="0x00" action="ADD" key="MMID2" >
<fieldList flags="0x06 (HAS_SET_DATA|HAS_SET_ID)" setId="0">
<fieldEntry fieldId="22" dataType="REAL" data="16.0"/>
<fieldEntry fieldId="30" dataType="REAL" data="166.0"/>
<fieldEntry fieldId="25" dataType="REAL" data="16.0"/>
<fieldEntry fieldId="31" dataType="REAL" data="167.0"/>
<fieldEntry fieldId="213" dataType="ENUM" data="4"/>
<fieldEntry fieldId="214" dataType="RMTES_STRING" data="Market Maker2(0x00)"/>
<fieldEntry fieldId="3855" dataType="UINT" data="68627452"/>
<fieldEntry fieldId="118" dataType="ENUM" data="60"/>
</fieldList>
</mapEntry>
<mapEntry flags="0x00" action="ADD" key="MMID3" >
<fieldList flags="0x06 (HAS_SET_DATA|HAS_SET_ID)" setId="0">
<fieldEntry fieldId="22" dataType="REAL" data="16.0"/>
<fieldEntry fieldId="30" dataType="REAL" data="158.0"/>
<fieldEntry fieldId="25" dataType="REAL" data="16.0"/>
<fieldEntry fieldId="31" dataType="REAL" data="137.0"/>
<fieldEntry fieldId="213" dataType="ENUM" data="3"/>
<fieldEntry fieldId="214" dataType="RMTES_STRING" data="Market Maker3(0x00)"/>
<fieldEntry fieldId="3855" dataType="UINT" data="68627452"/>
<fieldEntry fieldId="118" dataType="ENUM" data="60"/>
</fieldList>
</mapEntry>
</map>
</dataBody>
</REFRESH>

Chapter 9 Market Maker Domain
Transport API 3.3.x Java Edition – Developers Guide 125
ETAJ330UMRDM.190
Figure 24. Market Maker Refresh Message Sample XML Message Layout

Chapter 10 Yield Curve Domain
Transport API 3.3.x Java Edition – Developers Guide 126
ETAJ330UMRDM.190
Chapter 10 Yield Curve Domain
10.1 Description
The Yield Curve domain shows the relation between the interest rate and the term (time to maturity) associated with the debt
of a borrower. The shape of a yield curve can help give an idea of future economic activity and interest rates. Information is
sent as a FieldList, where some FieldEntry‘s can contain more complex types such as Vector, Array, or ElementList.
This chapter documents the Yield Curve domain as provided by the ATS.
10.2 Usage
10.2.1 Yield Curve Request Message
A Yield Curve request message is encoded and sent by OMM consumer applications. The request specifies the name and
attributes of the curve in which the consumer is interested.
To receive updates, the consumer makes a “streaming” request by setting the RequestMsgFlags.STREAMING flag. If the flag
is not set, the consumer requests a “snapshot,” and the final part of the refresh (i.e., the refresh has the
RefreshMsgFlags.REFRESH_COMPLETE flag set) indicates all responses have been received for the snapshot. Updates
may be received in either case if the refresh has multiple parts.
To stop updates, a consumer can pause an item (if the provider supports the pause feature). For additional details, refer to the
Transport API Java Edition Developers Guide.
Note: The YIELD_CURVE Reuters Domain Model does not support GenericMsg(s).
COMPONENT DESCRIPTION / VALUE
msgClass Required. MsgClasses.REQUEST == 1
domainType Required. DomainTypes.YIELD_CURVE == 22
qos Optional. Indicates the QoS at which the consumer wants the stream serviced. If both qos and
worstQos are specified, this request can be satisfied by a range of QoS.
worstQos Optional. Used with the qos member to define a range of acceptable QoS. When the provider
encounters such a range, it should attempt to provide the best QoS it can within that range.
worstQos should only be used on services that claim to support it via the SupportsQosRange
item in the Source Directory response (refer to Section 4.3.1.1).
priorityClass Optional. Indicates the class of a streams priority.
priorityCount Optional. Indicates the count associated with a streams priority.
extendedHeader Not used.
msgKey.serviceId Required. Specifies the ID or name (e.g., “ELEKTRON_DD”) of the service that provides the
requested item. msgKey.serviceId can be left blank if the provider uses a default ID or name.
Table 69: Yield Curve Request Message Member Use

Chapter 10 Yield Curve Domain
Transport API 3.3.x Java Edition – Developers Guide 127
ETAJ330UMRDM.190
msgKey.nameType Optional. When consuming from Thomson Reuters sources, typically set to
InstrumentNameTypes.RIC (the “Reuters Instrument Code”). If this is not specified,
msgKey.nameType defaults to InstrumentNameTypes.RIC.
msgKey.name Required in initial request, otherwise optional.Specifies the name of the requested item.
msgKey.filter Not used.
msgKey.identifier Not used.
msgKey.attrib Not used.
Payload Optional. When leveraging such features as View (RequestMsgFlags.HAS_VIEW) or Batch
(RequestMsgFlags.HAS_BATCH), the payload can contain information relevant to that
feature.
For more information, refer to Transport API Java Edition Developers Guide.
COMPONENT DESCRIPTION / VALUE
Table 69: Yield Curve Request Message Member Use (Continued)

Chapter 10 Yield Curve Domain
Transport API 3.3.x Java Edition – Developers Guide 128
ETAJ330UMRDM.190
10.2.2 Yield Curve Refresh Message
A Yield Curve Refresh Message is sent by OMM provider and OMM non-interactive provider applications. This message
sends all currently available information about the item to the consumer.
FieldList in the payload should include all fields that might be present in subsequent updates, even if those fields are
currently blank. When responding to a View request, this refresh should contain all fields requested by the specified view. If for
any reason the provider wishes to send new fields, it must first send an unsolicited refresh with both the new and currently-
present fields.
Providers must set the RefreshMsgFlags.CLEAR_CACHE flag on the solicited RefreshMsg. For multi-part refreshes, the
RefreshMsgFlags.CLEAR_CACHE flag must be set on the first part only.
Warning! Although the payload is an FieldList, some field entries are sent as more complex types such as Vector
and Array. Encoding and decoding applications should be aware of this and ensure proper handling of these types.
COMPONENT DESCRIPTION / VALUE
MsgClass Required. MsgClasses.REFRESH == 2
domainType Required. DomainTypes.YIELD_CURVE == 22
state Required. Includes the state of the stream and data.
partNum Optional. Specifies the part number of a multi-part refresh.
qos Optional. Specifies the QoS at which the stream is provided.
seqNum Optional. A user-specified, item-level sequence number which can be used by the application
for sequencing messages within this stream.
groupId Required. Associates the item with an Item Group (refer to Section 4.3.1.3).
permData Optional. Specifies permission information associated with content on this stream.
extendedHeader Not used.
msgKey.serviceId Required. Specifies the ID or name (e.g., “ELEKTRON_DD”) of the service that provides the
item. msgKey.serviceId can be left blank if the provider uses a default ID or name.
msgKey.nameType Optional. Should match the nameType specified in the request. If this is not specified, nameType
defaults to InstrumentNameTypes.RIC.
msgKey.name Optional. msgKey.flags value of MsgKeyFlags.HAS_NAME should be specified. This should
match the requested name.
msgKey.filter Not used.
msgKey.identifier Not used.
msgKey.attrib Not used.
Payload Required. This should consist of a FieldList containing all fields associated with the item.
Table 70: Yield Curve Refresh Message Member Use

Chapter 10 Yield Curve Domain
Transport API 3.3.x Java Edition – Developers Guide 129
ETAJ330UMRDM.190
10.2.3 Yield Curve Update Message
A Yield Curve Update Message is sent by OMM provider and OMM non-interactive provider applications. It conveys any
changes to an item’s data.
Warning! Although the payload is an FieldList, some field entries are sent as more complex types such as Vector
and Array. Encoding and decoding applications should be aware of this and ensure proper handling of these types.
COMPONENT DESCRIPTION / VALUE
MsgClass Required. MsgClasses.UPDATE == 4
domainType Required. DomainTypes.YIELD_CURVE == 22
updateType Required. Indicates the general content of the update. Typically sent as one of the following:
•UpdateEventTypes.UNSPECIFIED == 0
•UpdateEventTypes.QUOTE == 1
seqNum Optional. A user-specified, item-level sequence number which the application can use to sequence
messages in this stream.
partNum Not used.
conflationCount Optional. If the provider sends a conflated update, conflationCount specifies how many updates
are in the conflation.
The consumer indicates interest in this information by setting the
RequestMsgFlags.CONF_INFO_IN_UPDATES flag in the request.
conflationTime Optional. If a provider is sending a conflated update, conflationTime specifies the time interval (in
milliseconds) over which data is conflated.
The consumer indicates interest in this information by setting the
RequestMsgFlags.CONF_INFO_IN_UPDATES flag in the request.
permData Optional. Permissioning information associated with only the contents of this update.
extendedHeader Not used.
msgKey.serviceId Conditional. msgKey.serviceId is required if RequestMsgFlags.MSG_KEY_IN_UPDATES was
set on the request. Specifies the ID or name (e.g., “ELEKTRON_DD”) of the service that provides
the item. msgKey.serviceId can be left blank if the provider uses a default ID or name.
msgKey.nameType Conditional. msgKey.nameType is required if RequestMsgFlags.MSG_KEY_IN_UPDATES was
set on the request. Should match the msgKey.nameType specified on the request. If this is not
specified, msgKey.nameType defaults to InstrumentNameTypes.RIC.
msgKey.name Conditional. msgKey.name is required if RequestMsgFlags.MSG_KEY_IN_UPDATES was set on
the request. Specifies the name of the item being provided.
msgKey.filter Not used.
msgKey.identifier Not used.
msgKey.attrib Not used.
Payload Required. This should consist of a FieldList with any changed data.
Table 71: Yield Curve Update Message Member Use

Chapter 10 Yield Curve Domain
Transport API 3.3.x Java Edition – Developers Guide 130
ETAJ330UMRDM.190
10.2.4 Yield Curve Status Message
A Yield Curve status message is encoded and sent by OMM interactive provider and non-interactive provider applications.
This message conveys state change information associated with an item stream.
10.2.5 Yield Curve Domain Post Message
If supported by the provider, consumer applications can post Yield Curve data. For more information on posting, refer to the
Transport API Java Edition Developers Guide.
COMPONENT DESCRIPTION / VALUE
MsgClass Required. MsgClasses.STATUS == 3
domainType Required. DomainTypes.YIELD_CURVE == 22
state Optional. Current state information associated with the data and stream.
qos Optional. Specifies the QoS at which the stream is provided.
groupId Optional. The provider can use this component to change the item’s groupId.
permData Optional. Specifies new permissioning information associated with all contents on the stream.
extendedHeader Not used.
msgKey.serviceId Optional. Specifies the ID or name (e.g., “ELEKTRON_DD”) of the service that provides the item.
msgKey.serviceId can be left blank if the provider uses a default ID or name.
msgKey.nameType Optional. Should match the msgKey.nameType specified on the request. If this is not specified,
msgKey.nameType defaults to InstrumentNameTypes.RIC.
msgKey.name Optional. Specifies the name of the item being provided.
msgKey.filter Not used.
msgKey.identifier Not used.
msgKey.attrib Not used.
Payload Not used.
Table 72: Yield Curve Status Message Member Use

Chapter 10 Yield Curve Domain
Transport API 3.3.x Java Edition – Developers Guide 131
ETAJ330UMRDM.190
10.3 Data
10.3.1 Yield Curve Refresh/Update Payload
The payload of a Yield Curve Refresh or Update is a FieldList. Some FieldEntry contents contain primitive type
information to help describe the curve. Examples include the Curve Type (CRV_TYPE), the Algorithm used to calculate the
curve (CRV_ALGTHM), and the Interpolation (INTER_MTHD) and Extrapolation (EXTRP_MTHD) methods.
Other FieldEntry’s contain more complex information. The more complex entries are broken down into:
• Input Entries which define the different input data used to calculate the yield curve. Inputs are represented using non-
sorted Vector types. Examples of curve inputs would be cash rates (CASH_RATES), future prices (FUTR_PRCS),
and swap rates (SWAP_RATES).
• Output Entries which define the output of the yield curve calculation. Outputs are represented using non-sorted
Vector types. An example of curve outputs would be the Yield Curve (YLD_CURVE) itself.
• Extra Meta Data (EX_MET_DAT) which provides general data about the yield curve. This is represented using a
ElementList type. Extra meta data allows users to provide additional curve descriptions without needing to define
new fields. Some examples of meta data would be curve creation time or the curve’s owner.
Figure 25. Yield Curve Payload Example

Chapter 10 Yield Curve Domain
Transport API 3.3.x Java Edition – Developers Guide 132
ETAJ330UMRDM.190
10.3.2 Summary Data
For Vector types, summaryData can be included to provide information specific to the Vector‘s contents. Any summaryData
needs to be present only for the first refresh part that contains the Vector. Typical summaryData fields include tenors
(TENORS).
10.3.3 Yield Curve Input and Output Entries
Each VectorEntry houses a FieldList that contains specific information about the respective input or output. The field list
should be decoded using its associated Field Dictionary, indicated by the dictionaryId present in the field list.
• For more information on dictionary use, refer to Section 5.2.
• For more information about use of the Vector and FieldList container types, refer to the Transport API Java Edition
Developers Guide.
The following table contains additional information about input and output entries (all of which are of the DataTypes.VECTOR
container type with a container entry type of DataTypes.FIELD_LIST).
10.4
When an application consumes Yield Curve data, the dictionary used by the application must contain certain required FIDs.
For further details,
NAME FIELD NAME TYPE DESCRIPTION
Cash Rates CASH_RATES Input Contains cash rate data used to calculate the yield curve output. This
typically includes information like settlement date (CASH_SDATE),
maturity date (CASH_MDATE), and other related fields.
Future Prices FUTR_PRCS Input Contains future pricing data used to calculate the yield curve output;
typically including data such as settlement date (FUTR_SDATE), maturity
date (FUTR_MDATE), and other related fields.
Swap Rates SWAP_RATES Input Contains swap rate data used to calculate the yield curve output; typically
including data such as settlement date (SWAP_SDATE), maturity date
(SWAP_MDATE), swap rate value (SWAP_RATE_VAL), and roll date
(SWAP_RDATE).
Spread Rates SPRD_RATES Input Contains spread rate data used to calculate yield curve output; typically
including data such as spread frequency (SPRD_FREQ), maturity date
(SPRD_MDATE), spread rate (SPRD_RATE), and roll date
(SPRD_RDATE).
Yield Curve YLD_CURVE Output Contains calculated Yield Curve data; typically including data such as
zero rate (YCT_ZRATE), forward rate (YCT_FWRATE), and discount
factor (YCT_DISFAC).
Table 73: Yield Curve Inputs and Outputs

Chapter 10 Yield Curve Domain
Transport API 3.3.x Java Edition – Developers Guide 133
ETAJ330UMRDM.190
10.5 Yield Curve Sample XML
10.5.1 Yield Curve Request Message Sample XML
Figure 26. Yield Curve Request Message Sample XML Message Layout
10.5.2 Yield Curve Refresh Message Sample XML
<REQUEST domainType="YIELD_CURVE" streamId="6" containerType="NO_DATA" flags="0x06
(HAS_PRIORITY|STREAMING)" priorityClass="1" priorityCount="1" dataSize="0">
<key flags="0x07 (HAS_SERVICE_ID|HAS_NAME|HAS_NAME_TYPE)" serviceId="7264" name="YCUSD01"
nameType="1"/>
<dataBody>
</dataBody>
</REQUEST>
<REFRESH domainType="YIELD_CURVE" streamId="6" containerType="FIELD_LIST" flags="0x1E8
(HAS_MSG_KEY|SOLICITED|REFRESH_COMPLETE|HAS_QOS|CLEAR_CACHE)" groupId="1"
Qos: Realtime/TickByTick/Static - timeInfo: 0 - rateInfo: 0 State: Open/Ok/None -
text: "" dataSize="647">
<key flags="0x07 (HAS_SERVICE_ID|HAS_NAME|HAS_NAME_TYPE)" serviceId="7264" name="YCMAT01"
nameType="1"/>
<dataBody>
<fieldList flags="0x09 (HAS_FIELD_LIST_INFO|HAS_STANDARD_DATA)" fieldListNum="0"
dictionaryId="1">
<fieldEntry fieldId="30100" dataType="INT" data="1"/>
<fieldEntry fieldId="30101" dataType="ASCII_STRING" data="YCMAT01"/>
<fieldEntry fieldId="30102" dataType="ASCII_STRING"/>
<fieldEntry fieldId="30103" dataType="ASCII_STRING" data="Swap"/>
<fieldEntry fieldId="30104" dataType="ASCII_STRING" data="Standard"/>
<fieldEntry fieldId="30105" dataType="DATETIME" data="24 JAN 2013 15:11:03:000"/>
<fieldEntry fieldId="30106" dataType="ASCII_STRING" data="US"/>
<fieldEntry fieldId="30107" dataType="DATE" data="24 JAN 2013 "/>
<fieldEntry fieldId="30108" dataType="DATE" data="24 JAN 2013 "/
<fieldEntry fieldId="30109" dataType="ASCII_STRING" data="Thomson Reuters Advanced
Transformation System"/>
<fieldEntry fieldId="30110" dataType="ASCII_STRING"/>
<fieldEntry fieldId="30111" dataType="ASCII_STRING"/>
<fieldEntry fieldId="30112" dataType="ASCII_STRING" data="Bootstrap"/>
<fieldEntry fieldId="30113" dataType="ASCII_STRING" data="Modified Following"/>
<fieldEntry fieldId="30114" dataType="ASCII_STRING" data="ACT/360"/>
<fieldEntry fieldId="30115" dataType="INT" data="0"/>
<fieldEntry fieldId="30116" dataType="ASCII_STRING" data="Compound"/>
<fieldEntry fieldId="30117" dataType="ASCII_STRING" data="ACT/360"/>
<fieldEntry fieldId="30118" dataType="ASCII_STRING" data="Created"/>
<fieldEntry fieldId="30119" dataType="ASCII_STRING" data="ADMIN"/>

Chapter 10 Yield Curve Domain
Transport API 3.3.x Java Edition – Developers Guide 134
ETAJ330UMRDM.190
Figure 27. Yield Curve Refresh Message Sample XML Message Layout
<fieldEntry fieldId="30120" dataType="ASCII_STRING" data="ADMIN"/>
<fieldEntry fieldId="30121" dataType="DATETIME" data="17 SEP 2012 00:00:00:000"/>
<fieldEntry fieldId="30122" dataType="DATETIME" data="17 SEP 2012 00:00:00:000"/>
<fieldEntry fieldId="30123" dataType="ASCII_STRING"/>
<fieldEntry fieldId="30124" dataType="ASCII_STRING" data="ACT/360"/>
<fieldEntry fieldId="30157" dataType="ASCII_STRING" data="Linear"/>
<fieldEntry fieldId="16" dataType="DATE" data="24 JAN 2013 "/>
<fieldEntry fieldId="5" dataType="TIME" data="22:11:03:000"/>
<fieldEntry fieldId="30168" dataType="ASCII_STRING" data="ACT/360"/>
<fieldEntry fieldId="30169" dataType="ASCII_STRING" data="Annually"/>
<fieldEntry fieldId="30159" dataType="ASCII_STRING" data="Linear"/>
<fieldEntry fieldId="30161" dataType="VECTOR">
<vector flags="0x02 (HAS_SUMMARY_DATA)" countHint="0" containerType="FIELD_LIST">
<summaryData>
<fieldList flags="0x08 (HAS_STANDARD_DATA)">
<fieldEntry fieldId="30126" dataType="ARRAY">
<array itemLength="0" primitiveType="ASCII_STRING">
<arrayEntry data="3Y"/>
<arrayEntry data="5Y"/>
<arrayEntry data="10Y"/>
</array>
</fieldEntry>
</fieldList>
</summaryData>
<vectorEntry index="0" action="SET" flags="0x00">
<fieldList flags="0x08 (HAS_STANDARD_DATA)">
<fieldEntry fieldId="30162" dataType="DATE" data="24 JAN 2013 "/>
<fieldEntry fieldId="30163" dataType="DATE" data="25 JAN 2016 "/>
<fieldEntry fieldId="30164" dataType="DATE" data="25 JAN 2016 "/>
<fieldEntry fieldId="30166" dataType="REAL" data="88.130997"/>
<fieldEntry fieldId="30167" dataType="ASCII_STRING" data="JPY3Y="/>
</fieldList>
</vectorEntry>
<vectorEntry index="1" action="SET" flags="0x00">
<fieldList flags="0x08 (HAS_STANDARD_DATA)">
<fieldEntry fieldId="30162" dataType="DATE" data="24 JAN 2013 "/>
<fieldEntry fieldId="30163" dataType="DATE" data="24 JAN 2023 "/>
<fieldEntry fieldId="30164" dataType="DATE" data="24 JAN 2023 "/>
<fieldEntry fieldId="30166" dataType="REAL" data="74.029999"/>
<fieldEntry fieldId="30167" dataType="ASCII_STRING" data="JPY10Y="/>
</fieldList>
</vectorEntry>
</vector>
</fieldEntry>
<!-- Additional entries... -->
</fieldList>
</dataBody>
</REFRESH>
Chapter 10 Yield Curve Domain
Transport API 3.3.x Java Edition – Developers Guide 135
ETAJ330UMRDM.190

Chapter 11 Symbol List Domain
Transport API 3.3.x Java Edition – Developers Guide 136
ETAJ330UMRDM.190
Chapter 11 Symbol List Domain
11.1 Description
The Symbol List domain provides access to a set of symbol names, typically from an index, service, or cache. Content is
encoded as a Map, with each symbol represented by a map entry and where the symbol name is the entry key. An entry’s
payload is optional, but when present the payload is a FieldList or ElementList that contains additional cross-reference
information such as permission information, name type, or other venue-specific content.
11.2 Usage
11.2.1 Symbol List Request Message
A Symbol List request message is encoded and sent by OMM consumer applications.
The consumer can make a streaming request (set RequestMsgFlags.STREAMING) to receive updates, typically associated
with item additions or removals from the list.
Note: GenericMsg(s) are not supported for SYMBOL_LIST Reuters Domain Model.
COMPONENT DESCRIPTION / VALUE
MsgClass Required. MsgClasses.REQUEST == 1
domainType Required. DomainTypes.SYMBOL_LIST == 10
qos Not used.
worstQos Not used.
priorityClass Optional. Specifies the class of a stream’s priority.
priorityCount Optional. Specifies the count associated with a stream’s priority.
extendedHeader Not used.
msgKey.serviceId Required. Specifies the ID or name (e.g., “ELEKTRON_DD”) of the service that provides the
requested item. msgKey.serviceId can be left blank if the provider uses a default ID or name.
msgKey.nameType Optional. msgKey.nameType should match name type specified in the request. When
consuming from Thomson Reuters sources, msgKey.nameType is typically set to
InstrumentNameTypes.RIC (the “Reuters Instrument Code”). If absent, msgKey.nameType
defaults to InstrumentNameTypes.RIC.
msgKey.name Required in initial request, otherwise optional. Specifies the name of the requested item.
msgKey.filter Not used.
msgKey.identifier Not used.
Table 74: Symbol List Request Message Member Use

Chapter 11 Symbol List Domain
Transport API 3.3.x Java Edition – Developers Guide 137
ETAJ330UMRDM.190
msgKey.attrib Not used.
Payload Optional. When leveraging such features as View (RequestMsgFlags.HAS_VIEW), Batch
(RequestMsgFlags.HAS_BATCH), or behaviors related to the Symbol List Request, the
payload can contain information relevant to that feature. For more detailed information, refer to
Transport API Java Edition Developers Guide.
COMPONENT DESCRIPTION / VALUE
Table 74: Symbol List Request Message Member Use (Continued)

Chapter 11 Symbol List Domain
Transport API 3.3.x Java Edition – Developers Guide 138
ETAJ330UMRDM.190
11.2.2 Symbol List Refresh Message
A Symbol List refresh Message is sent by OMM provider and OMM non-interactive provider applications. This message sends
a list of item names to the consumer.
A Symbol List refresh can be sent in multiple parts. Update and status messages can be delivered between parts of a refresh
message, regardless of streaming or non-streaming request.
Providers must set the RefreshMsgFlags.CLEAR_CACHE flag on the solicited RefreshMsg. For multi-part refreshes, the
RefreshMsgFlags.CLEAR_CACHE flag must be set on the first part.
COMPONENT DESCRIPTION / VALUE
MsgClass Required. MsgClasses.REFRESH == 2
domainType Required. DomainTypes.SYMBOL_LIST == 10
state Required. Indicates the state of the stream and data.
partNum Optional. Specifies the part number of a multi-part refresh.
qos Not used. Optional. Specifies the quality of service at which the stream is provided.
seqNum Optional. A user-specified, item-level sequence number which can be used by the application
for sequencing messages within this stream.
groupId Required. Associates the item with an Item Group (refer to Section 4.3.1.3).
permData Optional. Specifies the permission information associated with content on this stream.
extendedHeader Not used.
msgKey.serviceId Required. Specifies the ID or name (e.g., “ELEKTRON_DD”) of the service that provides the
item. msgKey.serviceId can be left blank if the provider uses a default ID or name.
msgKey.nameType Optional. nameType should match the nameType specified in the request. If absent, it is
assumed to be InstrumentNameTypes.RIC.
msgKey.name Optional. A msgKey.flags value of MsgKeyFlags.HAS_NAME should be specified, which
should match the requested name.
msgKey.filter Not used.
msgKey.identifier Not used.
msgKey.attrib Not used.
Payload Required. The payload contains a Map where each entry represents an item in the list. Each
map entry contains a FieldList or ElementList with additional info about that item.
Table 75: Symbol List Refresh Message Member Use

Chapter 11 Symbol List Domain
Transport API 3.3.x Java Edition – Developers Guide 139
ETAJ330UMRDM.190
11.2.3 Symbol List Update Message
A Symbol List Update Message is sent by OMM provider and OMM non-interactive provider applications. It adds or removes
items from the list.
COMPONENT DESCRIPTION / VALUE
MsgClass Required. MsgClasses.UPDATE == 4
domainType Required. DomainTypes.SYMBOL_LIST == 10
qos Not used. Optional. Specifies the quality of service at which the stream is provided.
updateType Not used.
seqNum Optional. A user-specified, item-level sequence number which can be used by the application
for sequencing messages within this stream.
conflationCount Not used. Optional. If a provider sends a conflated update, conflationCount specifies how
many updates are in the conflation.
The consumer indicates interest in this information by setting the
RequestMsgFlags.CONF_INFO_IN_UPDATES is set to true in the request.
conflationTime Not used. Optional. If a provider sends a conflated update, conflationTime specifies the time
interval (in milliseconds) over which data is conflated.
The consumer indicates interest in this information by setting the
RequestMsgFlags.CONF_INFO_IN_UPDATES is set to true in the request.
permData Optional. Specifies the permission information associated with only the contents of this update.
extendedHeader Not used.
msgKey.serviceId Conditional. msgKey.serviceId is required if RequestMsgFlags.MSG_KEY_IN_UPDATES
was set on the request. Specifies the ID or name (e.g., “ELEKTRON_DD”) of the service that
provides the item. msgKey.serviceId can be left blank if the provider uses a default ID or
name.
msgKey.nameType Conditional. msgKey.nameType is required if RequestMsgFlags.MSG_KEY_IN_UPDATES
was set on the request. Set this to match the msgKey.nameType in the item’s request message
(typically InstrumentNameTypes.RIC). If absent, it is assumed to be
InstrumentNameTypes.RIC.
msgKey.name Conditional. msgKey.name is required if RequestMsgFlags.MSG_KEY_IN_UPDATES was
set on the request. Specifies the name of the item being provided.
msgKey.filter Not used.
msgKey.identifier Not used.
msgKey.attrib Not used.
Payload Required. The payload contains a Map, where each entry represents an item in the list. Each
map entry contains a FieldList or ElementList with additional information about that item.
Table 76: Symbol List Update Message Member Use

Chapter 11 Symbol List Domain
Transport API 3.3.x Java Edition – Developers Guide 140
ETAJ330UMRDM.190
11.2.4 Symbol List Status Message
A Symbol List status message is encoded and sent by OMM interactive provider and non-interactive provider applications.
This message conveys state change information associated with an item stream.
11.3 Data
11.3.1 Symbol List Request Payload
A consumer requesting a Symbol List stream may also request additional behaviors from a supporting provider. To do so, the
payload of its RequestMsg must contain an ElementList list that includes an ElementEntry.
The entry contains an ElementList, in which the consumer encodes entries to request the desired behaviors. The consumer
should ensure that the provider supports the requested behavior by checking the Login Refresh sent by the provider. For more
information, refer to Section 3.2.4.
COMPONENT DESCRIPTION / VALUE
MsgClass Required. MsgClasses.STATUS == 3
domainType Required. DomainTypes.SYMBOL_LIST == 10
state Optional. Current state information associated with the data and stream.
qos Not used. Optional. Specifies the quality of service at which the stream is provided.
groupId Optional. The provider can use this to change the item’s groupId.
permData Optional. Specifies new permissioning information associated with the stream’s contents.
extendedHeader Not used.
msgKey.serviceId Optional. Specifies the ID or name (e.g., “ELEKTRON_DD”) of the service that provides the
item. msgKey.serviceId can be left blank if the provider uses a default ID or name.
msgKey.nameType Optional. msgKey.nameType should match the name type specified on the request. If it is not
specified, msgKey.nameType defaults to InstrumentNameTypes.RIC.
msgKey.name Optional. Specifies the name of the item being provided.
msgKey.filter Not used.
msgKey.identifier Not used.
msgKey.attrib Not used.
Payload Not used.
Table 77: Symbol List Status Message Member Use
ELEMENT NAME TYPE REQUIRED DESCRIPTION
:SymbolListBehaviors ElementList No Describes the enhanced symbol list behaviors the
consumer requests.
Table 78: Symbol List Behaviors Element

Chapter 11 Symbol List Domain
Transport API 3.3.x Java Edition – Developers Guide 141
ETAJ330UMRDM.190
11.3.2 Symbol List Data Streams
A Consumer can request that a provider open data streams for the items included in a Symbol List Refresh or Update.
Because data streams are opened by the Provider, the Consumer should expect the Provider to use negative streamId
values. To request data streams in this manner, include the following entry in the ElementList of the :SymbolListBehaviors
entry:
ELEMENT
NAME TYPE REQUIRED DEFAULT RANGE /
EXAMPLE DESCRIPTION
:DataStreams DataTypes.UINT No 0x0 0x1 Indicates whether the consumer application is
requesting that the provider open data streams
for items present in the Symbol List.
The following flags are defined:
•0x0: The provider should not open any data
streams.
•0x1: The provider should open streams for items
as they are added to the symbol list.
•0x2: The provider should send non-streaming
responses as items are added or updated in the
symbol list.
Table 79: Symbol List Behaviors Element

Chapter 11 Symbol List Domain
Transport API 3.3.x Java Edition – Developers Guide 142
ETAJ330UMRDM.190
11.3.3 Symbol List Refresh/Update Payload
The Symbol List payload is a Map. The provider may include summaryData that includes the domainType and nameType
associated with each entry.
Each MapEntry key is the item’s name. The entry’s payload can be empty, contain a FieldList, or contain an ElementList,
either of which can contain additional information (i.e., permission data and cross-reference information). This information
should not update frequently.
A FieldList typically includes the fields:
•PROV_SYMB (3422): Contains the original symbol as provided by the exchange
•PROD_PERM (1): Stores permission information
11.4 Symbol List Sample XML
11.4.1 Symbol List Request Message Sample XML
Figure 28. Symbol List Request Message Sample XML Message Layout
11.4.2 Symbol List Refresh Message Sample XML
KEY TYPE CONTAINER TYPE PERMISSION
DATA REQUIRED DESCRIPTION
DataTypes.BUFFER
DataTypes.ASCII_STRING
DataTypes.RMTES_STRING
DataTypes.NO_DATA
DataTypes.FIELD_LIST
DataTypes.ELEMENT_LIST
Optional Yes Contains specific information
about an item contained in the list.
Table 80: Symbol List Refresh/Update Map
<REQUEST domainType="SYMBOL_LIST" streamId="5" containerType="NO_DATA" flags="0x44
(STREAMING|HAS_QOS)" Qos: Realtime/TickByTick/Static - timeInfo: 0 - rateInfo: 0 dataSize="0">
<key flags="0x07 (HAS_SERVICE_ID|HAS_NAME|HAS_NAME_TYPE)" serviceId="1" name="0#ITEMS"
nameType="1"/>
<dataBody>
</dataBody>
</REQUEST>
<REFRESH domainType="SYMBOL_LIST" streamId="5" containerType="MAP" flags="0x1E8
(HAS_MSG_KEY|SOLICITED|REFRESH_COMPLETE|HAS_QOS|CLEAR_CACHE)" groupId="0"
Qos: Realtime/TickByTick/Static - timeInfo: 0 - rateInfo: 0 State: Open/Ok/None - text: "Item
Refresh Completed" dataSize="25">
<key flags="0x03 (HAS_SERVICE_ID|HAS_NAME)" serviceId="1" name="0#ITEM"/>
<dataBody>

Chapter 11 Symbol List Domain
Transport API 3.3.x Java Edition – Developers Guide 143
ETAJ330UMRDM.190
Figure 29. Symbol List Refresh Message Sample XML Message Layout
<map flags="0x00" countHint="0" keyPrimitiveType="BUFFER" containerType="NO_DATA" >
<mapEntry flags="0x00" action="ADD" key="N2_UBMS" >
</mapEntry>
<mapEntry flags="0x00" action="ADD" key="TRI.N" >
</mapEntry>
<mapEntry flags="0x00" action="ADD" key=".SPX" >
</mapEntry>
</map>
</dataBody>
</REFRESH>

Transport API 3.3.x Java Edition – RDM Usage Guide 144
ETAJ330UMRDM.190
Appendix A UpdateEventTypes
UPDATE EVENT TYPE VALUE DESCRIPTION
UpdateEventTypes.UNSPECIFIED 0 Event type of this update is not specified.
UpdateEventTypes.QUOTE 1 The update message contains quote information.
UpdateEventTypes.TRADE 2 The update message contains trade information.
UpdateEventTypes.NEWS_ALERT 3 The update message contains an alert for news
information.
UpdateEventTypes.VOLUME_ALERT 4 The update message contains an alert for volume
information.
UpdateEventTypes.ORDER_INDICATION 5 The update message contains an order indication.
UpdateEventTypes.CLOSING_RUN 6 The update message is a closing run, intended to
reinitialize content between trading days or sessions.
UpdateEventTypes.CORRECTION 7 The update message contains a correction to previously
delivered data.
UpdateEventTypes.MARKET_DIGEST 8 The update message is a market digest.
UpdateEventTypes.QUOTES_TRADE 9 The update message contains both trade and quote
information.
UpdateEventTypes.MULTIPLE 10 The update message has multiple update types
contained in this event.
UpdateEventTypes.VERIFY 11 The update message is provided for applications to
verify content with the system.
Table 1: UpdateEventTypes

Transport API 3.3.x Java Edition – RDM Usage Guide 145
ETAJ330UMRDM.190
Appendix B Revision History
For a list of changes in the Transport API / UPA 7.X documentation, refer to the 7.4 UPA Java Edition and 7.6.1 UPA C++
Edition RDM Usage Guides.
RELEASE REVISIONS
3.0.2 • Added update event type values and their descriptions as an Appendix.
• General grammar / typo fixes.
• Changed the range for the SupportOptimizedPauseResume element.
• Corrected some information in Section 4.3.1.
3.0 • Correct cross references referring to ‘Section 0’’
• Add content for Yield Curve domain representation
• Indicate that msgKey.name is optional on requests (though required on initial request) and
refresh messages.
Table 2: Document Revision History

© 2015 - 2019 Thomson Reuters. All rights reserved.
Republication or redistribution of Thomson Reuters content, including by framing or
similar means, is prohibited without the prior written consent of Thomson Reuters.
'Thomson Reuters' and the Thomson Reuters logo are registered trademarks and
trademarks of Thomson Reuters and its affiliated companies.
Any third party names or marks are the trademarks or registered trademarks of the
relevant third party.
Document ID: ETAJ330UMRDM.190
Date of issue: 26 March 2019