App Note Examples Guide MSP430 USB
Examples_Guide_MSP430_USB
User Manual:
Open the PDF directly: View PDF
.
Page Count: 66

March 2017
1
Examples Guide: MSP430 USB API Stack
MSP430
1 Introduction
This document is intended for the person evaluating the MSP430 USB API stack. The API is
accompanied by many MSP430 tool chain and Red Hat GCC examples that demonstrate its
use; this document describes how to run those examples, and provides commentary on how
they were written.
For detailed information on developing with the USB API, please see the MSP430 USB API
Programmer’s Guide, also located within the USB Developer’s Package.
Table of Contents
MSP430 .............................................................................................................................................................................. 1
1 INTRODUCTION ......................................................................................................................................................... 1
1.1 SUPPORTED USB DEVICE CLASSES ..................................................................................................................................... 3
1.2 SUMMARY OF THE EXAMPLES ............................................................................................................................................ 3
2 RUNNING THE EXAMPLES .......................................................................................................................................... 5
2.1 OBTAINING CODE COMPOSER STUDIO OR IAR KICKSTART ...................................................................................................... 5
2.2 HARDWARE SUPPORT ...................................................................................................................................................... 5
2.3 EXPLORING THE USB EXAMPLES ........................................................................................................................................ 6
2.3.1 Using the TI Resource Explorer in CCS ................................................................................................................... 6
2.3.2 Opening the Examples Workspace Inside CCS/IAR ................................................................................................ 7
2.3.3 Running the Red Hat GCC Examples from the Command Line ............................................................................ 14
2.4 HOST PC SOFTWARE TO INTERACT WITH THE USB DEVICE ................................................................................................... 16
2.4.1 Host Software for CDC Interfaces ........................................................................................................................ 16
2.4.2 Host Software for HID-Datapipe Interfaces: the Java HID Demo App ................................................................ 17
2.4.3 Host Support for Traditional HID Interfaces ........................................................................................................ 21
2.4.4 Host Support for MSC Interfaces ......................................................................................................................... 21
2.5 CDC INTERFACES ON WINDOWS: INF FILES AND DEVICE INSTALLATION ................................................................................. 21
2.5.1 INF Signing ........................................................................................................................................................... 21
2.5.2 Installing a CDC Interface on Windows 7 ............................................................................................................ 22
2.5.3 Installing a CDC Interface on Windows 8 ............................................................................................................ 25
2.5.4 Installing a CDC Interface on Windows 10 .......................................................................................................... 29
2.6 TAKE CARE IF CHANGING THE VIDS/PIDS ......................................................................................................................... 33
3 EXAMPLE DESCRIPTIONS........................................................................................................................................... 34
3.1 GENERAL INSTRUCTIONS FOR RUNNING EXAMPLES.............................................................................................................. 34
3.1.1 CDC Examples ...................................................................................................................................................... 34
3.1.2 HID-Datapipe Examples ....................................................................................................................................... 36

Examples Guide: MSP430 USB API Examples 2
3.1.3 Traditional HID Examples .................................................................................................................................... 36
3.1.4 MSC Examples ..................................................................................................................................................... 37
3.2 SINGLE-INTERFACE CDC EXAMPLES ................................................................................................................................. 37
3.2.1 Example #C0_simpleSend ................................................................................................................................... 37
3.2.2 Example #C1_LedOnOff ...................................................................................................................................... 38
3.2.3 Example #C2_ReceiveData.................................................................................................................................. 39
3.2.5 Example #C3_EchoToHost................................................................................................................................... 40
3.2.6 Example #C4_PacketProtocol ............................................................................................................................. 41
3.2.7 Example #C5_SendDataWaitTillDone ................................................................................................................. 42
3.2.8 Example #C6_SendDataBackground ................................................................................................................... 42
3.3 SINGLE-INTERFACE HID-DATAPIPE EXAMPLES ................................................................................................................... 43
3.3.1 Example #H0_simpleSend ................................................................................................................................... 43
3.3.2 Example #H1_LedOnOff ...................................................................................................................................... 44
3.3.3 Example #H2_ReceiveData ................................................................................................................................. 45
3.3.4 Example #H3_EchoToHost .................................................................................................................................. 45
3.3.5 Example #H4_PacketProtocol ............................................................................................................................. 46
3.3.6 Example #H5_SendDataWaitTillDone ................................................................................................................. 46
3.3.7 Example #H6_SendDataBackground .................................................................................................................. 47
3.3.8 Example #H10_ReceiveData_EncryptDecrypt .................................................................................................... 48
3.3.9 Example #H11_LedOnOff_EncryptDecrypt ......................................................................................................... 48
3.4 SINGLE-INTERFACE TRADITIONAL HID EXAMPLES ............................................................................................................... 49
3.4.1 Example #H7_Mouse .......................................................................................................................................... 49
3.4.2 Example #H8_Keyboard ...................................................................................................................................... 50
3.4.3 Example #H9_Remote_Wakeup ......................................................................................................................... 51
3.5 SINGLE-INTERFACE MSC EXAMPLES ................................................................................................................................ 51
3.5.1 Example #M1_FileSystemEmulation ................................................................................................................... 52
3.5.2 Example #M2_SDCardReader ............................................................................................................................. 53
3.5.3 Example #M3_MultipleLUN ................................................................................................................................ 55
3.5.4 Example #M4_DoubleBuffering .......................................................................................................................... 57
3.5.5 Example #M5_CDROM........................................................................................................................................ 58
3.6 COMPOSITE EXAMPLES .................................................................................................................................................. 59
3.6.1 Example #CH1_term2hidDemo ........................................................................................................................... 59
3.6.2 Example #CC1_term2term .................................................................................................................................. 60
3.6.3 Example #HH1+_hidDemo2hidDemo .................................................................................................................. 61
3.6.4 Example #CHM1_term2HidDemo_2LUN ............................................................................................................ 61
3.7 SYSBIOS EXAMPLES .................................................................................................................................................... 61
3.7.1 Example #CHM2_tasks ....................................................................................................................................... 61
3.7.2 Example #CHM3_SWIs ........................................................................................................................................ 62
3.8 GENERAL EXAMPLES ..................................................................................................................................................... 62
3.8.1 Example #G1_reduceInterruptLatency ............................................................................................................... 62

Examples Guide: MSP430 USB API Examples 3
1.1 Supported USB Device Classes
The API supports four USB device classes, summarized below. (Please see the Programmer’s
Guide for complete information.)
Table 1. USB Device Classes Supported by the MSP430 USB API
Device Class
Description
Communications Device Class (CDC)
Produces a virtual COM port on the host
Human Interface Device (HID) Class
Traditional HID devices include mice and keyboards. The MSP430 USB
API also defines a subclass called HID-Datapipe, which creates a UART-
like free-form datastream on top of the HID interface.
Mass Storage Class (MSC)
A USB interface through which a storage volume can be mounted on the
host
Personal HealthCare Device (PHDC)
Used with Continua healthcare devices
CDC, HID, and MSC cover the most common usages. PHDC is specific to Continua healthcare
applications, and although it’s supported by the USB API and Descriptor Tool, it is not
documented within the USB Developers Package. If you need PHDC, please see the MSP430
Continua page.
A given USB device contains one or more USB interfaces, each of which adheres to a particular
device class. A device containing more than one interface is said to be a composite USB
device. Therefore, a device implementing a virtual COM port and a storage volume is a
composite USB device, containing two USB interfaces: CDC and MSC.
1.2 Summary of the Examples
Each example in the MSP430 USB Developers Package is divided into three types: CCS,
CCS_GCC and GCC. The example in the CCS folder can be compiled using the MSP430
compiler. It works with CCS6 and prior versions of CCS. The example in the CCS_GCC folder
works with the MSP430 Red Hat GCC compiler available only in CCS6. The example in the
GCC folder uses Red Hat GCC command line instructions for compiling the example. All
examples also support C99 types.
The examples are listed in the table below.
In USB, the vendor ID / product ID pair (VID/PID) is used to identify a unique USB product. See
Sec. 2.6 for a discussion on how this affects using the examples.

Examples Guide: MSP430 USB API Examples 4
Table 2. MSP430 USB API Application Examples, and PID Map
Number
Name
Example Type
USB VID/PID
C0
Simple sending, over CDC / virtual COM port
CDC
0x2047 / 0x0300
C1
Command-line interface with LED on/off/flash
C2
Receive 1K data
C3
Echo back to host
C4
Packet protocol
C5
High-bandwidth sending using
USBCDC_sendDataAndWaitTillDone()
C6
Efficient sending using
USBCDC_sendDataInBackground()
H0
Simple sending, over HID-Datapipe
HID-Datapipe
0x2047 / 0x0301
H1
Command-line interface with LED on/off/flash
H2
Receive 1K data
H3
Echo back to host
H4
Packet protocol
H5
High-bandwidth sending using
USBHID_sendDataAndWaitTillDone()
H6
Efficient sending using
USBHID_sendDataInBackground ()
H10
Receives 48 bytes of data using encryption and
decryption protocol
H11
Command-line interface LED on/off/flash
commands that use encryption and decryption
protocol
H7
Circular mouse
HID-Traditional
0x2047 / 0x0309
H8
Simple keyboard
0x2047 / 0x0315
H9
Remote Wakeup
0x2047 / 0x0315
M1
File-System Emulation (FSE)
MSC
0x2047 / 0x0316
M2
Interfacing with an SD-card, using FatFs
0x2047 / 0x0317
M3
Defining multiple LUNs
0x2047 / 0x0318
M4
Using double-buffering, for increased speed
0x2047 / 0x0322
M5
Implementing CD-ROM; cross-platform autorun
0x2047 / 0x0323
CH1
Composite CDC+HID Device; communicate
between Terminal and HID Demo App
Composite
0x2047 / 0x0302
CC1
Composite CDC+CDC Device; communicate
between two terminal apps
0x2047 / 0x0313
HH1
Composite HID+ HID Device; communicate
between two HID Demo App Instances
0x2047 / 0x0314
CHM1
Composite CDC+HID+MSC, in which the MSC
consists of two LUNs
0x2047 / 0x0319
CHM2
A SYSBIOS example that uses tasks. Composite
CDC+HID+MSC, in which the MSC consists of
two LUNs
SYSBIOS
0x2047 / 0x0320

Examples Guide: MSP430 USB API Examples 5
CHM3
A SYSBIOS example that uses tasks. Composite
CDC+HID+MSC, in which the MSC consists of
two LUNs
0x2047 / 0x0321
G1
Improving interrupt latency on USB start/resume
General
0x2047 / 0x0300
User experimentation area
0x2047 / 0x03DF -
0x03FD
2 Running the Examples
2.1 Obtaining Code Composer Studio or IAR Kickstart
The USB API stack and examples build and run on both the IAR and Code Composer Studio
(CCS) environments for MSP430. Support for GCC is available only on CCS 6.0. v4.10 and
later versions of USB API stack also supports MSP430 GCC, as well as C99 types natively.
See the Release Notes HTML file in the USB Developers Package for specific IAR/CCS version
information.
IAR and CCS are both available in free, code-size-limited versions (8K and 16K, respectively, of
object code). Applications that fit under 8K of memory can be run on both free versions.
Applications that are greater than 8K cannot be built using the free IAR Kickstart tool. Instead,
the free version of CCS can be used, or a licensed version of either environment.
Be sure you’re using the appropriate IAR/CCS version, for this version of the USB Developers
Package. For this and other information specific to a given release, see the Release Notes
within the USB Developers Package.
2.2 Hardware Support
Most of the examples can run on any hardware TI sells in the eStore, that supports a USB-
equipped MSP430 device. This includes:
F5529 LaunchPad (MSP-EXP430F5529LP)
F5529 Experimenters Board ((MSP-EXP430F5529)
Any FET target board for any USB-equipped MSP430 derivative (MSP-TS430RGC64USB,
MSP-TS430PN80USB, MSP-TS430PZ100USB)
Most of the examples require no special configuration in the code, to adjust for hardware. The
only required action is to select the appropriate MSP430 derivative in the project settings. (This
is described in the next section.)
There are these exceptions:
#M2-M5: these require hardware with an SD-card socket. The F5529 Experimenters Board
has this, and these examples are designed to run on that board.
#H8-H9: these require pushbuttons. Every board above has buttons, but they’re located on
different pins. A hal.h file is provided in the example; select the appropriate board there.
The list of options includes all the boards in the list above.

Examples Guide: MSP430 USB API Examples 6
Every example has a hal.c/h file pair, where clocks and ports are initialized. These are the same
on every example other than the exceptions above.
One hardware-specific resource is not configured in hal.c: the XT2 oscillator, on which a crystal/
or resonator is required for USB operation. This resource is owned by the USB API and so
frequencies of 4MHz, 8MHz, 12MHz, 16MHz and 24MHz are detected automatically by the USB
stack. Frequencies other than the once listed above need to be manually set (see
Programmer’s guide, Programmers_Guide_MSP430_USB_API.pdf for detailed steps). All the
TI hardware listed above uses a 4MHz crystal on XT2.
2.3 Exploring the USB Examples
There are two ways to explore the USB examples:
The TI Resource Explorer, integrated into CCS
Open the project workspace, which contains all the examples, into CCS/IAR
Either way provides a big-picture view that enables easy exploration of the examples.
2.3.1 Using the TI Resource Explorer in CCS
The TI Resource Explorer shows every element of the USB Developers Package, including
every example. It also includes a step-by-step procedure that helps you build and download.

Examples Guide: MSP430 USB API Examples 7
Figure 1. Viewing the Examples in the TI Resource Explorer
To use the examples:
In CCS, choose View TI Resource Explorer.
In the Resource Explorer’s navigation tree, select
PackagesMSP430WareLibrariesUSB Developers Package
The examples can be seen, as shown in the figure above. Click on the example, then
follow the instructions on the right side of the pane.
Also note the Empty USB Project entry, underneath Example Projects. When the time comes,
you can use this to help create your own USB project. The step-by-step instructions will walk
you through using the USB Descriptor Tool to define your USB interfaces.
2.3.2 Opening the Examples Workspace Inside CCS/IAR
For each example, projects are provided for both the IAR and CCS environments.

Examples Guide: MSP430 USB API Examples 8
Figure 2. Examples Directory
Instructions for opening these projects are in the following sub-sections.

Examples Guide: MSP430 USB API Examples 9
Note that each example has a common structure, shown in the table below.
Table 3. Example Directory Description
Directory Name
Description
\CCS
Contains a .projectspec file, which CCS uses to load a project that uses MSP430 non-GCC
compiler
\CCS_GCC
Contains a .projectspec file, which CCS uses to load a project that uses MSP430 Red Hat-
GCC compiler.
\GCC
Contains a makefile, that runs a Red Hat GCC project without CCS.
\IAR
Contains *.ewd/*.ewp files, which IAR uses to load this project
\USB_app
Files specific to this example, not including main.c or hal.c/h
\USB_config
Files related to the USB Descriptor Tool.
descriptors.c/h, usbIsr.c: code files that configure this example’s USB interfaces and the
descriptors it reports to the host.
INF file: (if the device included a CDC interface) . A TI signed file that works with Windows
7 ,Windows 8 and Windows 10 which you will need when installing the CDC interface onto
a Windows PC
*.xml file: stores the Descriptor Tool inputs that can be used to generate an un-signed
version of the INF file, descriptors.h, descriptors.c and UsbIsr.c files. You can open this file
with the Descriptor Tool.
*.cat file: Catalog file that contains TI’s digital signature.
hal.c/h
Code that initializes clocks and ports.
main.c
The example’s main code.
system_pre_init.c
In CCS, executes immediately after the reset vector, prior to initializing RAM before the first
line of main(). Stops the watchdog early. Used for examples defining large amounts of
RAM variables, to ensure their initialization doesn’t cause a device reset prior to the first line
of main().
All the examples link to two directories above the \examples directory:
Table 4. Linked Directories
Directory
Name
Description
\USB_API
Contains the USB API stack itself
\driverlib
Contains the MSP430 driverlib library, used by the examples to access MSP430 peripheral
modules other than USB
\aes128lib
Contains TI’s AES128 API files. This directory is only linked to examples H10 and H11
2.3.2.1 Opening the IAR Projects
The IAR projects are grouped within workspaces. There is one workspace per group of
examples.

Examples Guide: MSP430 USB API Examples 10
To use the examples with IAR, open the workspace file (*.eww) of the selected example. After
doing so, one of the projects in the workspace view will be highlighted in bold; this is the active
project. (If a different example is desired, right-click on it and select “set as active”.)
Open the “project options” for the active project:
Figure 3. Opening “Project Options” in IAR
In the view shown below, choose the MSP430 device derivative being used:

Examples Guide: MSP430 USB API Examples 11
Figure 4. Choosing the MSP430 Device Derivative in IAR
Then click “OK”. The entire project is now automatically configured for the appropriate MSP430
device. It can be built.
If using examples #H8_Keyboard or #H9_Remote_Wakeup, be sure to select the appropriate TI
hardware in the file hal.h, as described in Sec. 2.2.
The example can now be run.
2.3.2.2 Opening the CCS Projects
The CCS projects are not grouped in workspaces. They need to be imported into a workspace
of your choosing. In v4.0 and later of the USB Developers Package, the projects are defined by
*.projectspec files, which contain the information CCS needs to import the project.
Open CCS, and choose Project Open Existing CCS Eclipse Project. Browse to either the
\CCS or \CCS_GCC directory of the example you wish to open. (The directories contain the
.projectspec file.)
Figure 5. Importing the CCS Project (Step 1)

Examples Guide: MSP430 USB API Examples 12
Press “OK”. CCS now sees the project.
Figure 6. Importing the CCS Project (Step 2)
Press “Finish”. The project should appear in the Project Explorer.
To select the MSP430 device derivative being used, open the project’s options, by right-clicking
on the project, and selecting “Properties”. Then select the “General” view, and select the
appropriate “Variant” (MSP430 device derivative). Press “OK”.

Examples Guide: MSP430 USB API Examples 13
Figure 7. Choosing the MSP430 Derivative in CCS using MSP430 compiler

Examples Guide: MSP430 USB API Examples 14
Figure 8. Choosing the MSP430 Derivative in CCS Using Red Hat GCC compiler
The project is now fully configured for the new MSP430 derivative. Like with IAR, the API and
application adapt to the device selection. It can be built
If using example #H8_Keyboard or #H9_Remote_Wakeup, be sure to select the appropriate TI
hardware in the file hal.h, as described in Sec. 2.2.
The example can now be run.
2.3.3 Running the Red Hat GCC Examples from the Command Line
2.3.3.1 Downloading GCC
The standalone MSP430 Red Hat GCC software and installation instructions can be
downloaded from http://www.ti.com/tool/MSP430-GCC-OPENSOURCE.

Examples Guide: MSP430 USB API Examples 15
2.3.3.2 Building the Makefile
1) Once the folders and files from the MSP430 USB Developers Package have been installed
on your computer, open the makefile in the GCC folder of the desired example.
2) Edit the variable REDHAT_GCC to point to the location of the installed Red Hat GCC folder
on your computer. For example REDHAT_GCC = C:/ti/gcc
3) Open a command window and change directory to the desired makefile location and type in
‘make’. An .out file should be the result of the command.
2.3.3.3 Starting the GDB Agent for Debugging Using GUI
1) Open the REDHAT_GCC/bin directory and double click gdb_agent_gui.exe.
2) After the program starts, click the button Configure, select msp430.dat, and click Open.
3) Click on the button Start under the Panel Controls.
4) The “Log” window should contain the status message Waiting for Client.
5) Leave the window open until the end of the debugging process.
2.3.3.4 Starting the GDB Agent for Debugging Using Command Line
1) Open a terminal window, change to REDHAT_GCC directory and enter the command:
.\bin\gdb_agent_console msp430.dat
2.3.3.5 Running a Program in the Debugger
1) In a new command terminal window, change directory to where the example .out file is
located and enter the command:
2) make debug
3) The GDB process has started and waits for commands as indicated by the prompt <gdb>.
4) To connect GDB to the agent process, enter the command:
5) target remote :55000
4) To load the binary to the MSP430 target device, type:
6) load
5) Typing the command continue (short version: c) tells GDB to run the downloaded program.
NOTE: For further GDB debugging instructions in both Windows and Linux, refer to the
SLAU591A – Red Hat GCC for MSP430 Microcontrollers’

Examples Guide: MSP430 USB API Examples 16
2.4 Host PC Software to Interact with the USB Device
For CDC and HID-Datapipe, software on the host PC is required to interface to the USB device.
MSC and traditional HID devices use software already present in Windows, Linux, and the
MacOS.
2.4.1 Host Software for CDC Interfaces
CDC interfaces generate a COM port on the host. Therefore, the CDC examples are designed
to interface with a general-purpose “terminal” application.
Every host OS platform (Windows/Linux/Mac) has several options for these; each may have
different behavior, but serve the same basic function.
Since Hyperterminal was ubiquitous on Windows until recently, this guide uses Hyperterminal as
an example. Another good terminal application available online for Windows is Docklight.
PuTTY is an example terminal application for Linux.
Note that the baudrate, start/stop bits, and flow control settings on the host software don’t
matter. This COM port is a virtual one, and there is no actual UART on which to configure these
settings. The host operating system will allow you to configure them, but it won’t have any effect
on these examples.
The first time a device with a CDC interface is attached to a Windows PC (meaning, the first
time the PC has seen this device’s VID/PID), a device installation process will be required. See
Sec. 2.5 for more information about this. The rest of this section assumes this process has
already completed successfully.
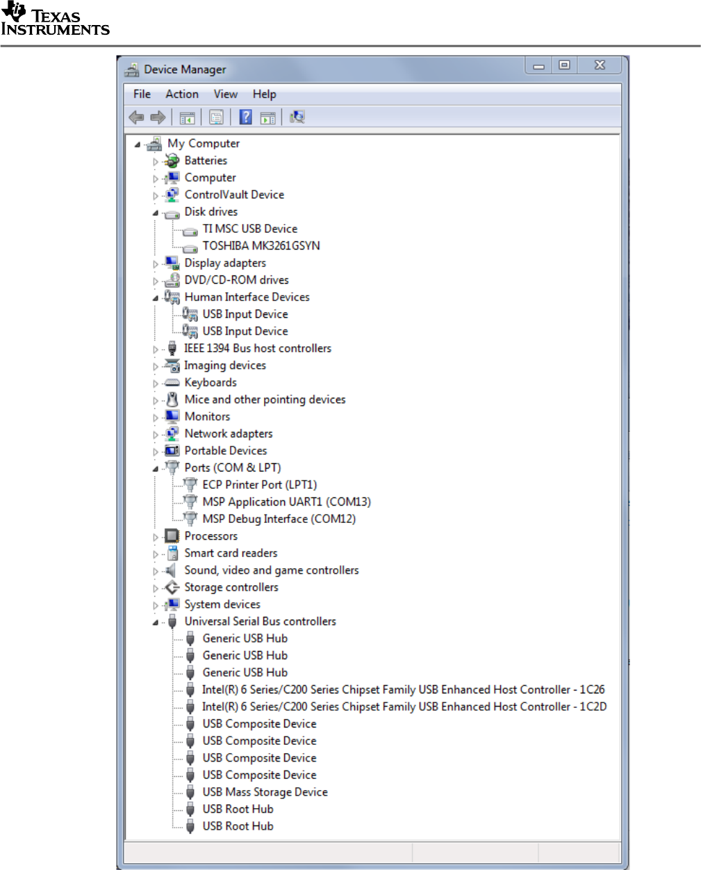
Once the CDC interface has been installed, the host application must open the COM port
associated with the MSP430 device. In Windows, Windows Device Manager, shown below, can
be used to identify the correct COM port. The COM port number will vary from computer to
computer.

Examples Guide: MSP430 USB API Examples 17
Figure 9. Identifying the COM Port Using the Windows Device Manager
The text label for COM ports comes from the INF file that was used to install it. The text label is
entered into the Descriptor Tool. The USB CDC examples are all listed as TI MSP430 USB as
shown above. This text label is listed in the TI signed INF file.
Alternatively, unplug/plug the device a few times, and see which device in the list disappears
and re-appears.
In Linux, typing in the following command at the command prompt will list all serial devices:
>dmesg | grep tty
2.4.2 Host Software for HID-Datapipe Interfaces: the Java HID Demo App
The USB Developer’s Package includes a Java-based utility for HID-Datapipe called the Java
HID Demo App. HID-Datapipe is a type of HID interface included in the MSP430 USB API,
which implements a UART-like unformatted datastream over a HID interface.
The application’s source and object code are located within the USB Developers Package, at:
\Host_USB_Software\Java_HID_Demo\

Examples Guide: MSP430 USB API Examples 18
Figure 10. HID Demo App Directory
For information on the host OS platforms supported, see the release_notes.html file.
For information on the Windows based Java HID Demo App that does encryption and decryption
of HID data, see the release_notes.html file and documentation contained in the
/Windows_AES128 folder.
The HID Demo App’s functionality is very similar to that of terminal applications, except it uses
HID-Datapipe as the underlying interface, instead of CDC.

Examples Guide: MSP430 USB API Examples 19
Figure 11. HID Demo App
To run the app, double-click on HidDemo.jar (Windows). For Linux, see Release_Notes.html file
for instructions.
The app can distinguish any HID interface on any USB device attached to the host. It first
locates all devices sharing the same VID/PID pair; these are assumed to all have the same USB
descriptor set, as multiple physical instances of a product would. The unique serial number of
each of these devices is displayed. A serial number is unique to any physical USB device. So
whereas the vendor ID (VID) identifies the device’s vendor, and the product ID (PID) identifies a
specific product, the serial number identifies a specific physical instance of that product.
Finally, each HID interface in each of those devices is displayed. The user can thus access any
HID interface on the host.
After double-clicking on HidDemo.jar, the app is launched.

Examples Guide: MSP430 USB API Examples 20
Figure 12. Java HID Demo App
Enter the VID and PID for the USB device with which you want to interface. The USB examples
have a VID of 0x2047, and the PIDs are shown in Table 2. (The single-interface HID examples
all have a PID of 0x0301.)
After entering them, press “SET VID PID”. This causes the Demo App to scan the USB devices
attaches to this PC for a device matching this VID/PID. For each device found, a unique serial
number is displayed in the “Serial Number” menu. For each entry in this menu, each HID
interface on that device is listed in the “Interface” menu, in the order they were defined in the
USB descriptors (“HID 0”, “HID 1”, etc.).
Once the specific interface has been selected, press the “Connect” button. This initiates a
connection with the chosen HID interface.
The application can be opened in multiple instances, for interfacing with more than one HID
interface.
If connection is not successful, try the following:
Check the Windows Device Manager to ensure that the device successfully enumerated on
the system as a HID device
Ensure that the VID/PID selected in the Demo App matches the ones shown in Table 2.
(The values in this table reflect what is shown in descriptors.h, generated by the Descriptor
Tool.)
Try pressing the “Set VID/PID” button again.
Once the connection is initialized, data can be sent to the device by entering text and pressing
“Send”. Data received by the application from the device at any time is displayed in the large
text field. The receive window can be cleared with the “Clear” button.
In the CDC examples, strings are terminated with a return character, and the applications look
for this. The HID Demo App’s “Send” button doesn’t automatically add a return character.
Instead, end the string with a “!” character before pressing send. The HID examples look for this
character as a means of terminating the string.

Examples Guide: MSP430 USB API Examples 21
2.4.3 Host Support for Traditional HID Interfaces
Examples of traditional HID devices include mice and keyboards. The example set includes
each of these.
With the mouse, the host operating system itself acts as the host “application”. There is no need
for additional host software.
With the keyboard, the host will require any application that receives text, like a text editor.
2.4.4 Host Support for MSC Interfaces
The host operating system recognizes and mounts any storage volume attached to it, whether
the underlying bus is SATA, SCSI, USB, etc. Applications can then read/write files on the
volume.
Therefore, it will do the same with the USB MSC examples. Some of the examples specifically
use text files, for interaction with simple text editors (i.e., Windows’ “Notepad”).
2.5 CDC Interfaces on Windows: INF Files and Device Installation
On Linux and the MacOS, CDC interfaces load “silently”, meaning no user action is required; a
COM port simply becomes available. The same is true for HID and MSC interfaces on
Windows, Linux, and the MacOS.
But the first time a particular device containing a CDC interface is attached to Windows, a
“device installation process” is required. All Windows drivers require an INF file to associate the
driver’s binaries with a given device. For the HID and MSC drivers, these INF files are
contained within the Windows installation. For the CDC driver, unfortunately it is not. This
means it must be provided somehow by the user.
MSP430’s USB Descriptor Tool generates the INF file, customized for the device’s exact
interface set and VID/PID. Each example contains a TI signed INF file along with the catalog
file, in the \USB_config directory.
Steps for installing this INF file on Windows 7, Windows 8 and Windows 10 are described in the
following sub-sections. But first, the concept of driver signing needs to be addressed.
2.5.1 INF Signing
Microsoft requires device drivers to be signed. This requires submission to Microsoft.
Although the CDC driver binaries (usbser.sys) are native to Windows and are not changed by
the OEM, the INF file contains the VID and PID for the vendor’s product, which does change.
Microsoft interprets this VID/PID change as a “custom driver”, and requires it to be re-signed.
Since each OEM is intended to have a slightly different INF file (with its own VID/PID), it’s
difficult for TI to solve the problem for its customers.
If the INF file has not been signed, Windows 7 will still accept it, after the user approves the
installation of an unsigned “driver”. Windows 8 does not accept it, unless the user has taken
special, unusual actions to allow it. This is described in Sec. 2.5.3.

Examples Guide: MSP430 USB API Examples 22
The result of the signing process is a CAT file. Including this file in the same directory as the
INF file, and referencing it within the INF file, will cause Windows to bypass asking the user to
approve installation of an unsigned driver.
2.5.2 Installing a CDC Interface on Windows 7
When you build and run a CDC example for the first time, per the instructions in Sec. 2.3, Win7
does not display a dialog box for installing the INF file. Instead, a bubble in the system tray may
appear, indicating that drivers were not installed.
To install the INF file, launch the Device Manager. (See Appendix A for how to do this.)
The USB CDC examples appear in the Device Manager as “MSP430-USB Example”. If a driver
isn’t properly installed, it appears with a yellow “!” on its icon, colloquially referred to as a “yellow
bang”.
Right click on that item:
Figure 13. Device Manager Showing CDC Driver Not Installed
From the resulting contextual menu, select ‘Update Driver Software’.
Figure 14. Update Driver Software

Examples Guide: MSP430 USB API Examples 23
Choose “Browse My Computer for Driver Software”:
Figure 15. Update Driver Software
Navigate to the \USB_config directory for the CDC example in question. Be sure to choose the
one for the right example.

Examples Guide: MSP430 USB API Examples 24
Figure 16. Project Content with USB_Config
Then, click “OK”. Windows 7 should display the following Windows Security message:
Figure 17. Windows Security Dialog Box
Click “Install”. The Device Manager should now show the device without the “yellow bang” icon,
with an assigned COM port number.

Examples Guide: MSP430 USB API Examples 25
Figure 18. Device Manager with a Fully-Installed CDC Interface
NOTE: If the Device Manager lists the COM port as anything greater than 9, then verify that the
general purpose “terminal” application like HyperTerminal being used will support COM ports
greater than 9.
2.5.3 Installing a CDC Interface on Windows 8
Unlike Win7, which allows installation of an unsigned driver (or INF file) if the user grants
permission, Win8 will not, under normal conditions. However, in implementing this restriction,
Microsoft still needed to provide a means of turning it off, to allow driver development. This is
because a driver can’t be signed until after it’s completed.
Under normal conditions, attaching a device with a CDC interface, for which no signed INF was
pre-installed, results in this dialog box.

Examples Guide: MSP430 USB API Examples 26
Figure 19. Win8’s Response to Attaching a CDC Device, without Pre-Installed Signed INF

Examples Guide: MSP430 USB API Examples 27
The solution Microsoft provides is a relatively hidden means of disabling enforcement of driver
signage. The disabling is effective until the next reboot. The device/INF can be installed during
that boot session, and then during subsequent boot sessions, Win8 will see the installed driver
and not generate the dialog box shown above.
To enable this mode, press Win+R to bring up the “Run” window. Type “shutdown.exe /r /o /f /t
00” (without the ""). Press “OK”.
Figure 20. Disabling Win8 Driver Enforcement: Step #1
A reboot will occur, and the advanced startup menu displayed.
Figure 21. Disabling Win8 Driver Enforcement: Step #2
Click “Troubleshoot”, then “Advanced Options”, then “Startup Settings”.
Figure 22. Disabling Win8 Driver Enforcement: Step #3

Examples Guide: MSP430 USB API Examples 28
Finally, click on "Restart" in the bottom right corner, and wait for the reboot.
Figure 23. Disabling Win8 Driver Enforcement: Step #4
When the computer restarts, select the option "Disable driver signature enforcement”.
Figure 24. Disabling Win8 Driver Enforcement: Step #5

Examples Guide: MSP430 USB API Examples 29
When it finally boots into the operating system you can manually install the unsigned driver.
You’ll see the following message; just select “Install this driver software anyway.
Figure 25. Installing the Driver After Disabling Enforcement
The disabling lasts for one boot session. In the next re-boot, enforcement of driver signage will
resume.
2.5.4 Installing a CDC Interface on Windows 10
When you build and run a CDC example for the first time, per the instructions in Sec. 2.3, Win10
does not display a dialog box for installing the INF file. Instead, it installs a generic USB Serial
Device.
Figure 26. Default Windows 10 CDC Driver Installation

Examples Guide: MSP430 USB API Examples 30
To install the INF file, launch the Device Manager. (See Appendix A for how to do this.)
The USB CDC examples appear in the Device Manager as “TI MSP430 USB” when they are
properly installed.
Right click on that item:
Figure 27. Device Manager Showing CDC Driver Not Installed
From the resulting contextual menu, select ‘Update Driver Software’.
Figure 28. Update Driver Software
Choose “Browse My Computer for Driver Software”:

Examples Guide: MSP430 USB API Examples 31
Figure 29. Update Driver Software
Navigate to the \USB_config directory for the CDC example in question. Be sure to choose the
one for the right example.

Examples Guide: MSP430 USB API Examples 32
Figure 30. Project Content with USB_Config
Then, click “OK”. Windows 10 should display the following Windows Security message:
Figure 31. Windows Security Dialog Box
Click “Install”. Then Windows 10 should display the following successful installation message:
Figure 32. Windows 10 INF Successful Installation Message
NOTE: If the Device Manager lists the COM port as anything greater than 9, then verify that the
general purpose “terminal” application like HyperTerminal being used will support COM ports
greater than 9.

Examples Guide: MSP430 USB API Examples 33
2.6 Take Care if Changing the VIDs/PIDs
Note that when running the examples, it’s best to not change the VIDs/PIDs (configured in
descriptors.h via the Descriptor Tool). This allows the USB host to properly keep track of the
device information associated with each VID/PID. If the host PC encounters a VID/PID it’s seen
previously, it assumes the descriptor set hasn’t changed. If it has in fact changed, the host will
get confused.
In the event you decide to create your own USB programs, a group of PIDs is provided for you
to assign to them. This is the “User experimentation area”, at the bottom of the table. If you
change USB descriptors during your development, be sure to use a new PID, to ensure the host
saves new information for that VID/PID. (For a complete discussion on how USB VIDs/PIDs
work, please see the Programmer’s Guide.)
In each example, the VID is the one owned by TI MSP430: 0x2047.
Some PIDs are shared by multiple examples These are examples that all share the same set of
USB interfaces and descriptor set. For example, all single-interface CDC examples use PID
0x0300.
Other examples have unique PIDs. Each HID-Traditional example has a unique PID, because
each has a different HID report format. Similarly, the MSC examples have unique PIDs; this
time, it isn’t as much because of different USB descriptors, but because the host may choose to
record information about the device’s storage volume, which is different between the examples.
If there is any doubt, it is always safest to provide a unique VID/PID to the host, from the “User
experimentation area”. This is a set of 30 PIDs that neither TI nor anyone to whom we license
our VID (via our VID-sharing program; see http://www.ti.com/msp430usb) will ever use for a
product. As such, there should be no risk that these PIDs have been encountered by any host
machine unless its owner/developer was the one who caused it.

Examples Guide: MSP430 USB API Examples 34
3 Example Descriptions
3.1 General Instructions for Running Examples
This section contains instructions that are general to any example containing the stated interface
type: CDC, HID, or MSC.
Beyond these general instructions, the rest of this section starting with Sec. 3.2 contain
instructions specific to each individual example.
3.1.1 CDC Examples
The following steps apply to any example containing a CDC interface, unless otherwise noted.
1) Follow the instructions in Sec. 2.3, if using CCS or IAR, to select the target MSP430
derivative, build, and run the example project.
Follow the instructions in Sec. 2.3.3, if using command line GCC to build and run the
example project.
2) Connect the device to the USB. (It’s also OK to connect, and then run the example.) You
may wish to turn up the volume on your PC, to hear the tones indicating successful
enumeration.
3) If necessary, follow the instructions in Sec 2.5 to install the CDC interface. CDC interfaces
always enumerate silently on Linux/Mac hosts.
4) Identify the COM port the host OS has associated with the CDC interface. On Windows, this
can be done with the Device Manager (see Appendix A). Look for a new device appearing
under “Ports”, named “MSP430-USB Example” or “Virtual COM Port (CDC)”. In the figure
below, the COM port is COM25.

Examples Guide: MSP430 USB API Examples 35
Figure 33. Identifying the COM Port Using the Windows Device Manager
To list all serial ports in Linux, type in the command:
‘dmesg | grep tty’
5) Run a terminal application of your choice – for example, Hyperterminal, Docklight, or PuTTy -
- and open the identified COM port in the Device Manager. The baudrate and other COM
port configuration settings do not matter, since virtual COM ports aren’t based on physical
UART interfaces.
Identifying the correct COM port in Linux takes a little work. Open up PuTTY and type in
each serial port name in the Host Name field of the display. listed for the command ‘dmesg |
grep tty’. PuTTY will open a terminal window if the correct serial port is identified,
otherwise it will return an error message. An example host name to be typed into PuTTY is:
>/dev/ttyACM0
6) Follow the instructions for this specific example.
When using terminal applications like Hyperterminal with USB-based virtual COM ports, it will
soon be noticed that they’re not very tolerant of surprise removal of the USB cable. This is
because COM ports were originally designed to work with permanently-attached hardware
UART interfaces, not “plug and play” devices that can be detached at any time
To account for this, after removing the USB cable and attempting a re-connect, follow this order:
Close the port within the terminal app
Connect the USB device to the PC
Now, re-open the terminal’s connection to the port

Examples Guide: MSP430 USB API Examples 36
In other words, the COM port should be closed when the USB device enumerates. The port can
then be opened normally.
3.1.2 HID-Datapipe Examples
The following steps apply to any example containing a HID-Datapipe interface, unless otherwise
noted.
1) Follow the instructions in Sec. 2.3, if using CCS or IAR, to select the target MSP430
derivative, build, and run the example project.
Follow the instructions in Sec. 2.3.3, if using command line GCC to build and run the
example project.
2) Connect the device to the USB. (It’s also OK to connect, and then run the example.) You
may wish to turn up the volume on your PC, to hear the tones indicating successful
enumeration.
3) You may wish to verify that the interfaces installed properly. On Windows, you can launch
the Device Manager, and locate the new device appearing as attachment under “Human
Interface Devices”. (See Appendix A.)
On Linux, you can type in the command:
>ls /dev/usb/
4) Run the Java HID Demo App, per the instructions in Sec. 2.4.2Use the instructions there to
direct the app to this example’s VID/PID.
5) Follow the instructions for this specific example.
3.1.3 Traditional HID Examples
Traditional HID interfaces (as opposed to HID-Datapipe) include mice and keyboards. A mouse
example and keyboard example are both provided.
The following steps apply to any example containing a HID-Datapipe interface, unless otherwise
noted.
1) Follow the instructions in Sec. 2.3, if using CCS or IAR, to select the target MSP430
derivative, build, and run the example project.
Follow the instructions in Sec. 2.3.3, if using command line GCC to build and run the
example project.
2) Connect the device to the USB. (It’s also OK to connect, and then run the example.) You
may wish to turn up the volume on your PC, to hear the tones indicating successful
enumeration.
3) You may wish to verify that the interfaces installed properly. On Windows, you can launch
the Device Manager, and locate the new device appearing at attachment under “Human
Interface Devices”. (See Appendix A.) It will also be viewable under “Mice and other
pointing devices” and “Keyboards”, depending on the example.

Examples Guide: MSP430 USB API Examples 37
4) Follow the instructions for this specific example.
3.1.4 MSC Examples
The following steps apply to any example containing an MSC interface, unless otherwise noted.
1) Follow the instructions in Sec. 2.3, if using CCS or IAR, to select the target MSP430
derivative, build, and run the example project.
Follow the instructions in Sec. 2.3.3, if using command line GCC to build and run the
example project.
2) Connect the device to the USB. (It’s also OK to connect, and then run the example.) You
may wish to turn up the volume on your PC, to hear the tones indicating successful
enumeration.
3) A new volume should appear on the system; for example, on Windows, it should appear
under “My Computer”.
4) You may wish to verify that the interfaces installed properly. On Windows, you can launch
the Device Manager, and locate the new Mass Storage device appearing under “USB
Controllers”. After the volume mounts, it will be viewable under “Disk Drives”. (See Appendix
A.)
On Linux type in the following command to list all FAT16 devices:
sudo fdisk -l
5) Follow the instructions for this specific example.
3.2 Single-Interface CDC Examples
3.2.1 Example #C0_simpleSend
3.2.1.1 Running It
The purpose of this example is to show the simplest possible exchange of data over USB. It
doesn’t check for the presence of the bus, or take special action to handle surprise removals.
The application maintains a real-time clock (RTC). Every second, if a USB host is present, it
sends the time over the USB to a terminal application. If the USB host is not present, no data is
sent.
Build and run the example, and then open the COM port, per the instructions in Sec. 3.1.1. The
time should be reported every second.

Examples Guide: MSP430 USB API Examples 38
3.2.1.2 Implementation Comments
Unlike many of the other examples, the suggested switch() framework isn’t used. As a result,
the nature of this device doesn’t change depending on whether a USB host is present or not. It
is primarily, and always, a real-time clock. If the host happens to be there, it receives a copy of
the time.
USBCDC_sendDataInBackground() is used to send the data. This function starts the send
operation and then immediately returns, allowing data to be sent while execution continues past
this call. It does check to ensure a previous send operation isn’t still underway; if so, it waits for
a limited number of retries before giving up.
Compare this example to #H0_simpleSend, which is essentially identical except for the use of
USBHID_sendDataInBackground() rather than USBCDC_sendDataInBackground().
The only difference is the underlying USB device class used.
3.2.2 Example #C1_LedOnOff
3.2.2.1 Running It
This example implements a simple command-line interface, where the command is ended by
pressing ‘return’. It accepts four commands. NOTE: The commands are case sensitive, and
they must have spaces as shown.
LED ON
LED OFF
LED TOGGLE - SLOW
LED TOGGLE – FAST
After opening the COM port, you can enter these commands and watch the LED respond.
This example uses an LED. All the TI hardware boards shown in Sec. 2.2 have an LED on the
location this example uses. If using different hardware, be sure to manually configure the LED’s
I/O in the code.

Examples Guide: MSP430 USB API Examples 39
Some terminal applications display text locally as it’s typed. Some, like Hyperterminal, don’t. By
default, this example echoes back text as it’s typed. If using a terminal app that automatically
echoes, the echo coming from the USB device can be eliminated by simply commenting out the
line that does this.
The following is an example screen shot using PuTTY terminal application:
Figure 34. C1_LedOnOff Example Screen Shot
3.2.2.2 Implementation Comments
This example uses the USBCDC_receiveDataInBuffer() construct function described in the
Programmer’s Guide. This function is advantageous in this example, because with a return-
delimited command interface, there’s no way to predict the exact number of bytes that will be
received from the host. Characters are handled as they arrive; or if no characters arrive, this
application will stay in LPM0 indefinitely.
Because of this piece-wise approach, each newly-arrived group of characters needs to be
concatenated to a master string, and each group is searched for a return character that indicates
the end of the string.
This example uses USBCDC_sendDataInBackground() to send the response data.
USBCDC_sendDataAndWaitTillDone()could have been used as well, with no practical
difference in the application.
3.2.3 Example #C2_ReceiveData
3.2.3.1 Running It
This example implements a device whose only purpose is to receive a 1K chunk of data from the
host. It begins by prompting the user to press any key. When the user does so, it asks for 1K of
data. Any data received after that point will count toward the 1K (1024 byte) goal. When 1K has
been received, the program thanks the user, and the process repeats.

Examples Guide: MSP430 USB API Examples 40
A text file with 1K of data is included in the example’s directory. After opening the COM port,
this file can be sent from Hyperterminal using the “Send text file” command. (Note that
Hyperterminal and some other terminal applications use 1-byte packets for this function, and
therefore the transfer may be slow.)
3.2.4 Implementation Comments
This application receives data in two different ways. It uses
USBCDC_handleDataReceived() to wake up the main loop out of LPM0. The main loop then
enters a clause that prepares to receive 1K of data, where it simply calls
USBCDC_receiveData() to begin a receive operation for 1024 bytes.
Notice that execution resumes immediately after the receive operation is started, and doesn’t
wait for it to finish. When the operation does finish, a call to
USBCDC_handleReceiveCompleted() will be generated. Like
USBCDC_handleDataReceived(), this handler sets a flag and wakes the main loop. This
time the main loop enters a clause that thanks the user and puts the application back in the
“Press any key” state. The operation repeats as before.
3.2.5 Example #C3_EchoToHost
3.2.5.1 Running It
This example simply echoes back characters it receives from the host.
Open a COM port to the device, and begin typing. If the terminal application has the built-in
echo feature disabled, typing characters into it only causes them to be sent; not displayed
locally. This application causes typing in Hyperterminal to feel like typing into any other PC
application – characters get displayed. If the echo feature is enabled, then each character will
appear twice.
Figure 35. C3_EchoToHost Example Screen Shot

Examples Guide: MSP430 USB API Examples 41
3.2.5.2 Implementation Comments
Since there’s no way to predict how many bytes will come -- or when –
USBCDC_receiveDataInBuffer()is used. Most of the time, the application is in LPM0.
When data is received, the application wakes and echoes the characters back.
3.2.6 Example #C4_PacketProtocol
3.2.6.1 Running It
This application emulates a simple packet protocol that receives packets like the following:
size data
1
byte size
Figure 36. Packet Format Implemented in this Example
Establish a connection with the device using the terminal application. No text is initially
displayed. Type one digit (a number between 1-9) to enter the size value. Then, press any set
of keys, for a total of size times. For example, type 3, and then type “abc”. The application
responds by indicating it has received the packet, and waits for another.
Note: This application assumes the size byte is received in a USB packet by itself. This is what
happens when typing text into Hyperterminal, for example. If using a terminal application that
gives control of this to the user, be sure to send the data separately from the size byte.
Figure 37. C4_PacketProtocol Example Screen Shot

Examples Guide: MSP430 USB API Examples 42
3.2.6.2 Implementation Comments
This example begins a fixed-size receive operation for a single byte, since it’s known that all
“packets” in this protocol start with a one-byte size field. Then, this field is used to determine the
size of the next fixed-size receive operation. When that operation completes, it displays text
indicating as such.
3.2.7 Example #C5_SendDataWaitTillDone
3.2.7.1 Running It
The example implements large data transfer using USBCDC_sendDataAndWaitTillDone(),
which doesn’t allow execution to proceed until all the data has been sent. It prompts for any key
to be pressed, and when this happens, the application sends a large amount of data to the host.
3.2.7.2 Implementation Comments
At the beginning of execution, the application fills a buffer with characters that can be clearly
displayed in the terminal application (no control characters).
As with some of the other examples, it uses the USBCDC_handleDataReceived() event to
see the keypress, and then rejects the data received. This clears the USB endpoint buffer for
the next keypress.
USBCDC_sendDataAndWaitTillDone() is used, but USBCDC_sendDataInBackground()
could easily have been used instead. Indeed, in a real application,
USBCDC_sendDataInBackground() could raise efficiency and/or increase bandwidth.
No timeout value is used on the sendData calls. Because of this, if the COM port isn’t opened
on the PC, the call to USBCDC_sendDataAndWaitTillDone() will wait forever for the “Press
any key” send to complete (or, until the bus becomes unavailable through detaching from the
host or being suspended). If the COM port is open and timeout value is zero, the API will wait
until all data has been sent. If the application wants the
USBCDC_sendDataAndWaitTillDone() API to be non-blocking then a timeout value other
than zero should be specified which then aborts the send operation. Or the application can use
USBCDC_sendDataInBackground()which is a non-blocking API. Keep in mind all the factors
that can affect bandwidth, as discussed in the API Programmer’s Guide within the USB
Developers Package. If using Hyperterminal, bandwidth will be slow because it uses only a
single byte per USB packet.
3.2.8 Example #C6_SendDataBackground
3.2.8.1 Running It
The example shows how to implement efficient, high-bandwidth sending using background
operations. It prompts for any key to be pressed, and when this happens, the application sends
a large amount of data to the host.

Examples Guide: MSP430 USB API Examples 43
Although this example demonstrates the technique, the bandwidth in this example will not vary
significantly from that of USBCDC_sendDataAndWaitTillDone(). This is because the
example isn’t performing any other large operations that need CPU time, and because the bus
usually isn’t loaded down. Also, with many terminal applications, data is also significantly
slowed by the fact that they don’t send/receive data using large USB packet sizes. This
increases overhead.
3.2.8.2 Implementation Comments
At the beginning of execution, the application fills two buffers, bufferX and bufferY, with
characters that can be clearly displayed in the terminal application (no control characters).
At the beginning of the main loop, it repeatedly sends “Press any key” to the host. In
Hyperterminal, this appears as a fixed string. When any data is sent from the host, the API
makes a call to USBCDC_handleDataReceived(). The actual data received doesn’t matter; it
is only used to start the transmission. The event sets a flag indicating received data, and this
changes the flow within main(). The data remains in the USB endpoint buffer until the sending is
complete, at which point it is rejected so that the process may begin again.
When the key is pressed, the application alternately sends bufferX and bufferY. They’re
alternately sent until rounds expires.
By itself, this approach doesn’t provide any functionality that couldn’t have been accomplished
by a single call to USBCDC_sendDataAndWaitTillDone() with a buffer the size of bufferX
+ bufferY. However, other code can now be inserted into the application that will be executed
simultaneously with the send operations, increasing efficiency. Code flow is also more fluid with
this approach, because execution won’t be locked up in a polling loop after the send, as would
have happened with USBCDC_sendDataAndWaitTillDone().
3.3 Single-Interface HID-Datapipe Examples
Examples #H0-H6 use the HID-Datapipe interface. Examples #H7, #H8 and #H9 use traditional
HID interfaces.
Notice that the coding of the HID-Datapipe examples is highly symmetrical with that of the CDC
interfaces.
3.3.1 Example #H0_simpleSend
3.3.1.1 Running It
The purpose of this example is to show the simplest possible exchange of data over USB. It
doesn’t check for the presence of the bus, or take special action to handle surprise removals.
The application maintains a real-time clock (RTC). Every second, if a USB host is present, it
sends the time over the USB to a terminal application. If the USB host is not present, no data is
sent.
Build and run the example, and then open a connection to the device using the Java HID Demo
App, per the instructions in Sec. 3.1.2. The time should be reported every second.

Examples Guide: MSP430 USB API Examples 44
3.3.1.2 Implementation Comments
Unlike many of the other examples, the suggested switch() framework isn’t used. As a result,
the nature of this device doesn’t change depending on whether a USB host is present or not. It
is primarily, and always, a real-time clock. If the host happens to be there, it receives a copy of
the time.
USBHID_sendDataInBackground() is used to send the data. This function starts the send
operation and then immediately returns, allowing data to be sent while execution continues past
this call. It does check to ensure a previous send operation isn’t still underway; if so, it waits for
a limited number of retries before giving up.
Compare this example to #C0_simpleSend, which is essentially identical except for the use of
USBCDC_sendDataInBackground() rather than USBHID_sendDataInBackground(). The
only difference is the underlying USB device class used.
3.3.2 Example #H1_LedOnOff
3.3.2.1 Running It
This example implements a simple command-line interface, where the command is ended by
pressing ‘return’. It accepts four “commands”: NOTE: The commands are case sensitive, and
they must have spaces as shown.
LED ON!
LED OFF!
LED TOGGLE – SLOW!
LED TOGGLE – FAST!
(Recall that when using the HID-Datapipe examples, a “!” character serves the same purpose
as a return character did in the CDC example, in terminating a string.)
After opening a connection to the device with the HID Demo App, you can enter these
commands and watch the LED respond.
This example uses an LED. All the TI hardware boards shown in Sec. 2.2 have an LED on the
location this example uses. If using different hardware, be sure to manually configure the LED’s
I/O in the code.
3.3.2.2 Implementation Comments
This example uses the USBHID_receiveDataInBuffer() construct function described in the
Programmer’s Guide. This function is advantageous in this example, because with a return-
delimited command interface, there’s no way to predict the exact number of bytes that will be
received from the host. Characters are handled as they arrive; or if no characters arrive, this
application will stay in LPM0 indefinitely.
Because of this piece-wise approach, each newly-arrived group of characters needs to be
concatenated to a master string, and each group is searched for a return character that indicates
the end of the string.

Examples Guide: MSP430 USB API Examples 45
This example uses USBHID_sendDataInBackground()to send the response data.
USBHID_sendDataAndWaitTillDone() could have been used as well, with no practical
difference in the application.
3.3.3 Example #H2_ReceiveData
3.3.3.1 Running It
This example implements a device whose only purpose is to receive a 1K chunk of data from the
host.
Establish a connection with the HID Demo App. The program prompts the user to press any
key. When the user does so, it asks for 1K of data. Any data received after that point will count
toward the 1K (1024 byte) goal. When 1K has been received, the program thanks the user, and
the process repeats.
The HID Demo App can send the full 1024 bytes at one time. A text file with 1K characters is
provided, which can be copied/pasted into the HID Demo App.
3.3.3.2 Implementation Comments
This application receives data in two different ways. It uses
USBHID_handleDataReceived() to wake up the main loop out of LPM0. The main loop then
enters a clause that prepares to receive 1K of data, where it simply calls
USBHID_receiveData() to begin a receive operation for 1024 bytes.
Notice that execution resumes immediately after the receive operation is started, and doesn’t
wait for it to finish. When the operation does finish, a call to
USBHID_handleReceiveCompleted() will be generated. Like
USBHID_handleDataReceived(), this handler sets a flag and wakes the main loop. This
time the main loop enters a clause that thanks the user and puts the application back in the
“Press any key” state. The operation repeats as before.
3.3.4 Example #H3_EchoToHost
3.3.4.1 Running It
This example simply echoes back characters it receives from the host. Establish a connection
with the HID Demo App, and begin sending data.
3.3.4.2 Implementation Comments
Since there’s no way to predict how many bytes will come -- or when –
USBHID_receiveDataInBuffer() is used. Most of the time, the application is in LPM0.
When data is received, the application wakes and echoes the characters back.

Examples Guide: MSP430 USB API Examples 46
3.3.5 Example #H4_PacketProtocol
3.3.5.1 Running It
This application emulates a simple packet protocol that receives packets like the following:
size data
1
byte size
Establish a connection with the HID Demo App. No text is initially displayed. Send a single
digit, a number between 1-9. Then, send that number of bytes. For example, send ‘3’, and then
send “abc”. The application responds by indicating it has received the packet, and waits for
another.
Note: the way this application is written, it assumes the size byte is received in a USB packet by
itself, with no data behind it. It won’t work to send “3abc” in a single transmission.
3.3.5.2 Implementation Comments
This example begins a fixed-size receive operation for a single byte, since it’s known that all
“packets” in this protocol start with a one-byte size field. Then, this field is used to determine the
size of the next fixed-size receive operation. When that operation completes, it displays text
indicating as such.
3.3.6 Example #H5_SendDataWaitTillDone
3.3.6.1 Running It
The example implements large data transfer using USBHID_sendDataAndWaitTillDone(),
which doesn’t allow execution to proceed until all the data has been sent. It prompts for any key
to be pressed, and when this happens, the application sends a large amount of data to the host.
3.3.6.2 Implementation Comments
At the beginning of execution, the application fills a buffer with characters that can be clearly
displayed in the HID Demo App (no control characters).
As with some of the other examples, it uses the USBHID_handleDataReceived() event to
see the keypress, and then rejects the data received. This clears the USB endpoint buffer for
the next keypress.
No timeout values are used on the sendData calls. Because of this, if the host application
doesn’t establish a connection with the device and begin polling for data, the call to
USBHID_sendDataAndWaitTillDone() will wait forever for the “Press any key” send to
complete.

Examples Guide: MSP430 USB API Examples 47
Because HID uses USB’s interrupt transfer type, the datarate is very predictable and not
affected by a loaded bus or busy host. Using the HID datapipe interface, 62 bytes of data are
transferred every USB frame (every 1ms), which makes the datarate a consistent 62KB/sec.
This is in contrast to the CDC protocol, which uses bulk transfers; bulk has the capacity to be
much faster than interrupt transfers, and most of the time it is. However, since any traffic on the
bus or loading on the host can delay bulk transfers, the bandwidth is potentially variable, and
has the capacity to be stalled for long periods of time.
3.3.7 Example #H6_SendDataBackground
3.3.7.1 Running It
The example shows how to implement efficient sending using background operations. It
prompts for any key to be pressed, and when this happens, the application sends a large
amount of data to the host.
Although this example demonstrates the technique, the bandwidth in this example will not vary
significantly from when USBHID_sendDataAndWaitTillDone() is used. This is because the
example isn’t performing any other large operations that need CPU time, and because HID isn’t
susceptible to delays resulting from a loaded bus.
3.3.7.2 Implementation Comments
At the beginning of execution, the application fills two buffers, bufferX and bufferY, with
characters that can be clearly displayed in the HID Demo App.
At the beginning of the main loop, it repeatedly sends “Press any key” to the host. When any
data is sent from the host, the API makes a call to USBHID_handleDataReceived(). The
actual data received doesn’t matter; it is only used to start the transmission. The event sets a
flag indicating received data, and this changes the flow within main(). The data remains in the
USB endpoint buffer until the sending is complete, at which point it is rejected so that the
process may begin again.
When the key is pressed, the application alternately sends bufferX and bufferY. They’re
alternately sent until rounds expires.
By itself, this approach doesn’t provide any functionality that couldn’t have been accomplished
by a single call to USBHID_sendDataAndWaitTillDone() with a buffer the size of bufferX
+ bufferY. However, other code can now be inserted into the application that will be executed
simultaneously with the send operations, increasing efficiency. Code flow is also more fluid with
this approach, because execution won’t be locked up in a polling loop after the send, as would
have happened with USBHID_sendDataAndWaitTillDone().

Examples Guide: MSP430 USB API Examples 48
3.3.8 Example #H10_ReceiveData_EncryptDecrypt
3.3.8.1 Running It
This example implements TI’s AES128 APIs to encrypt or decrypt the data sent or received by
the Java HID Demo App. For the host to properly encrypt and decrypt the data, the user will
have to run the Java HID Demo App contained in the …/Java_HID_Demo/Windows_AES128
folder.
TI’s AES128 APIs encrypt and decrypt data in 16 byte increments with a key size of 16 bytes.
The KEY listed in the main.c file can be customized by the user but for proper encryption and
decryption the key specified in the main.c file and the key specified in the Java HID Demo App
has to match.
This example is the same as the one listed in, Section 3.3.3. Example #H2_ReceiveData. The
data packet size for this example is 48 bytes or less.
3.3.8.2 Implementation Comments
This example uses the encryptData() function and the decryptData() function to encrypt
and decrypt data at the application level.
3.3.9 Example #H11_LedOnOff_EncryptDecrypt
3.3.9.1 Running It
This example implements TI’s AES128 APIs to encrypt or decrypt the data sent or received by
the Java HID Demo App. For the host to properly encrypt and decrypt the data, the user will
have to run the Java HID Demo App contained in the …/Java_HID_Demo/Windows_AES128
folder.
TI’s AES128 APIs encrypt and decrypt data in 16 byte increments with a key size of 16 bytes.
The KEY listed in the main.c file can be customized by the user but for proper encryption and
decryption the key specified in the main.c file and the key specified in the Java HID Demo App
has to match.
This example is the same one as listed in, Section 3.3.2. Example #H1_LedOnOff.
3.3.9.2 Implementation Comments
This example uses the encryptData() function and the decryptData() function to encrypt
and decrypt data at the application level.

Examples Guide: MSP430 USB API Examples 49
3.4 Single-Interface Traditional HID Examples
3.4.1 Example #H7_Mouse
3.4.1.1 Running It
This example functions as a mouse on the host. It causes the mouse pointer to move in a
circular pattern on the screen. Simply build and run the example. To re-gain control of the
mouse, unplug USB.
Unlike the HID-Datapipe examples, this one does not communicate with the HID Demo
Application. Rather, the host operating system acts as the “application”.
3.4.1.2 Implementation Comments
The application begins by configuring the timer for interrupts to occur with a period of
approximately 1/60 second. During USB enumeration, the main loop spends most of its time in
LPM0. The timer interrupts prompt it to send a report to the host containing mouse data, prior to
returning to sleep.
A custom report descriptor is defined in descriptors.c, which was generated by the Descriptor
Tool.
Figure 38. Selection of Mouse Report in Descriptor Tool
When creating a traditional HID interface, the software developer is usually responsible for
creating the report descriptor, and inserting it into the Descriptor Tool. But for mice/keyboards,
the Tool has an option to automatically install an appropriate report format. The developer then
needs to write application code that sends reports to it. This example shows how to do this.
The host recognizes this descriptor as a “mouse descriptor”. It sees a top-level collection of type
“Generic Desktop”, and a usage of “Mouse”. When it sees this, it assumes ownership of the
device, interpreting the reports as mouse data for the pointer.
The example was written for hardware that doesn’t have a motion sensor. Therefore, the motion
data is fabricated, using a lookup table. The lookup table is stored in flash, and an index rotates
through the table. The data in the table contains data producing a circular motion.

Examples Guide: MSP430 USB API Examples 50
When the timer interrupt occurs, the ISR sets a flag and keeps the CPU awake after the ISR
returns. This allows execution to resume from the LPM0 entry in main(). The flag is evaluated,
and the report is built and sent. There isn’t much need to check the return value from
USBHID_sendReport(); this is because mouse data is soon outdated and will soon be
replaced. If a report somehow fails to be sent, the application will soon be sending another one.
Thus the application doesn’t wait for report to get sent. ??are we updating this example to react
to events instead of using a timer??
3.4.2 Example #H8_Keyboard
3.4.2.1 Running It
This example functions as a keyboard on the host. It assumes the hardware has two
pushbutton switches. Once enumerated, pressing one of buttons causes a string of six
characters – “msp430” -- to be “typed” at the PC’s cursor, wherever that cursor is. If the other
button is held down while this happens, it acts as a shift key, causing the characters to become
“MSP$#)”.
Attach the device, and open an application that can accept text, like a text editor. Then press the
buttons.
3.4.2.2 Implementation Comments
A custom report descriptor is defined in descriptors.c, which was generated by the Descriptor
Tool.
Figure 39. Selection of Keyboard Report in Descriptor Tool
When creating a traditional HID interface, the software developer is usually responsible for
creating the report descriptor, and inserting it into the Descriptor Tool. But for mice/keyboards,
the Tool has an option to automatically install an appropriate report format. The developer then
needs to write application code that sends reports to it. This example shows how to do this.
The host recognizes this descriptor as a “mouse descriptor”. It sees a top-level collection of type
“Generic Desktop”, and a usage of “Keyboard”. When it sees this, it assumes ownership of the
device, interpreting the reports as keypress data.

Examples Guide: MSP430 USB API Examples 51
3.4.3 Example #H9_Remote_Wakeup
3.4.3.1 Running It
This example functions as a keyboard on the host and implements remote wakeup capability.
The example configures one of the pushbutton switches on the target board to signal the host to
wake up from sleep/suspend mode. Once the device is enumerated and the host is put to
sleep, pressing the configured button causes the device to signal the host to wake up.
1) Change the power options in the operating system to allow the device to wake the
computer.
For example, in Windows 7 access the BIOS utility and set the ‘USB Wake Support ‘ to
‘Enable USB Wake Support’. Then in Device Manager, select the device’s ‘Power
Management’ tab and select the ‘Allow this device to wake the computer’.
2) Connect the HID device to the computer and place the computer into Sleep mode.
3) On the device click the appropriate pushbutton switch to wake up the computer.
3.4.3.2 Implementation Comments
A device declares itself as capable of remote wakeup in its configuration descriptor. Selecting
the ‘Remote Wakeup Supported’ checkbox in the Descriptor Tool, sets the
USB_SUPPORT_REM_WAKE variable in descriptors.h file to 0x20.
The host may choose to grant the ability for remote wakeup or it may choose not to. Whether it
does so is OS-dependent and may also be dependent on user configuration.
Figure 40. Selection of Remote Wakeup in Descriptor Tool
The application issues a remote wakeup by calling the USB_forceRemoteWakeup() function.
3.5 Single-Interface MSC Examples
Note that most of the MSC examples use the FatFs open-source software for accessing FAT
volumes. FatFs is beneficial when the MSP430 application needs the ability to parse and
interpret the storage volume.

Examples Guide: MSP430 USB API Examples 52
3.5.1 Example #M1_FileSystemEmulation
This example uses the MSP430 internal flash memory as the storage media. The storage
volume occupies all of the MSP430F5529’s upper flash memory from address 0x10000 to
0x24400. A special linker command file creates a segment called “MYDRIVE” which stops the
linker from putting other code at that location and reserving the upper flash memory for the Mass
storage volume. This example also requires large code and data model to be able to use the
upper flash memory.
The volume is formatted as FAT. The steps used to generate the contents of the storage volume
are described in storageVolume.c. To read and write to the volume the examples uses FatFs.
The FatFs code has been customized to read and write to the internal flash memory.
Since this example requires a large data model, the GCC version of this example has not been
created.
3.5.1.1 Running It
Simply run the example and attach the device to the host. The volume appears on the system.
For example, on a Windows PC, open “My Computer”. A volume should appear entitled
“Removable Disk”.
Open the volume. There should be only one file in it: a text file titled data_log.txt. Open this file
using Windows’ Notepad application. If the application had logged data and stored them in the
FAT data, the host could then retrieve the data this way. Changes can be made and saved from
Notepad as well.
On Linux, the device name can be found by typing in the command:
sudo fdisk -l
Once the device name is identified, create the device directory using the ‘mkdir’ command:
mkdir <device_directory_name>
Then mount the device:
sudo mount -t vfat /dev/sdb1 <device_directory_name>
In order to be able to change directory to the mounted drive, login as super user.
3.5.1.2 Implementation Comments
The Mass Storage interface is initialized in USBMSC_initFSE(). In this function we describe the
media and register an application buffer to be used for exchange of data during READ and
WRITE commands.
As part of the ACTIVE connection state, the function USBMSC_processFSEBuffer() is called
repeatedly. This function first calls USBMSC_pollCommand() which parses any MSC commands
received and advises application to sleep if there is no work to be done.

Examples Guide: MSP430 USB API Examples 53
USBMSC_pollCommand() processes all SCSI commands except READ and WRITE which are
handled in in USBMSC_processFSEBuffer() after the call to USBMSC_pollCommand(). Here
disk_read() and disk_write() are used to move block of data to and from the volume. See
the Programmers Guide for more details.
3.5.2 Example #M2_SDCardReader
This example demonstrates usage of the API with file system software. It includes an MSP430
port of the open-source “FatFs” software for the FAT file system.
This example requires hardware with an SD-card interface like the F5529 Experimenter’s Board,
available from TI’s eStore. A boosterpack with an SD-card socket could also easily be
developed for the F5529 Launchpad. (See Sec. 2.2 for information about these boards.)
This example implements a fully-functional SD-Card reader. It detects (and handles) live
insertion and removal of the SD-Card, recovering gracefully. It’s been tested on Windows
Vista/7, the Mac OS, and Ubuntu Linux. Although it’s only been tested with the Experimenter’s
Board’s “micro” SD-Card port, it should work with other forms of SD-Card as well. It works with
“high-capacity” cards, as well as previous, smaller cards.
If adapting the example to other hardware, please note that some software adaptations were
made with regards to detection of the SD-Card. The Experimenter’s Board doesn’t include the
usual circuitry to detect insertion/removal with an I/O. Therefore, a software method was
employed, described below. On alternative hardware, the hardware-based method might be
desired.
3.5.2.1 Running It
Simply plug into the USB host. It should enumerate as a storage device, and the storage
volume should be mounted on the system. On Windows, this means the volume will appear in
“My Computer”. If a card is present in the hardware, then the volume can be opened. If no card
is present, then attempting to open it will probably result in a warning that no media is present.
Insert one, and then re-attempt opening the volume.
After opening the volume, files can be written to the volume and read from it, as with any storage
volume.
The speed of the file transfer is limited by the speed of the SD-Card interface, which is
implemented using SPI as opposed to the parallel SD interface. The MSC API implements a
double-buffering feature, essentially multitasking the USB and media sides of the transfer which
mitigates this problem. See the M4 example for details.
3.5.2.2 Implementation Comments
In the Descriptor Tool, certain information was set up to describe this MSC interface.

Examples Guide: MSP430 USB API Examples 54
Figure 41. Defining the MSC Interface, in the Descriptor Tool
The device is selected to have only a single logical unit (LUN). The device will operate as a
hard drive, rather than a CD-ROM. (Most devices fall in this category; the Descriptor Tool’s help
pane text explains this.) Finally, the “Removable Media” box is checked, because SD-cards can
always be removed at any time by the user.
In the code, a static buffer RWBuf is allotted for transferring data between the application and
host. This will be used every time the API requests the application to “process” a buffer.
USBMSC_registerBufferInformation() is used to register this buffer with the API.
A pointer to a structure USBMSC_RWbuf_Info, named *RWbuf_info, is created. This
structure is used as an exchange for information related to buffer requests. The application will
later poll the operation field of this structure to determine if a buffer has been requested. Unlike
the buffer, this structure instance is allocated within the API, and the pointer is passed back to
the application using USBMSC_fetchInformationStructure(). The reason the buffer is
allocated in the application is because it’s relatively large, and this allows the application to
dynamically de-allocate it when it’s not needed for USB.
One of the first thing the code does is inform the API of the initial state of the media. It uses
FatFs calls to learn this state, and then calls USBMSC_updateMediaInformation() to inform
the API.
Detection of the SD-Card is usually done with an I/O. The card has a pullup on one of the
interface lines, and this pullup can be detected with an I/O pin. The F5529 Experimenter’s
Board doesn’t have this I/O connection, so this method wasn’t possible. Instead, a new function
detectCard() was added to FatFs, which employs a software algorithm to determine if the
card is present or not. This call is then called from the application once every second.
Therefore, early in the application, the timer is configured to generate an interrupt once every
second. This is usually fast enough to detect the user inserting/removing the card.

Examples Guide: MSP430 USB API Examples 55
Within the main loop’s ST_ENUM_ACTIVE branch, USBMSC_pollCommand() is called. If no
READ/WRITE operation is in work, the CPU goes into LPM0. If an operation is active, however,
the return value will keep the main loop awake. it will check the operation field of RWbuf_info,
and find a value indicating whether it’s a read or write. This marks the beginning of the “buffer
operation”. The application performs the buffer operation by making appropriate calls to FatFs,
to access the SD-Card.
Return values from these FatFs calls are then used to assign a status code to return to the API.
The application then calls USBMSC_processBuffer() to inform the API that the buffer has
been fully processed, including the return code. This marks the end of the buffer operation.
Based on the return code, the API will handle any necessary interaction with the host.
Note that the application has no awareness of specific SCSI operations. All it is aware of is that
the API occasionally asks it to access the media. Through this, it is somewhat aware that a
READ or WRITE command has been issued from the host. But these commands may generate
mutiple buffer operations, and the application doesn’t need to know “where” within that
READ/WRITE command the buffer request lies. It simply processes buffers.
3.5.3 Example #M3_MultipleLUN
This example demonstrates the implementation of two logical units (LUNs). It causes two
volumes to mount on the host. It is essentially the combination of #M1 (file system emulation)
and #M2 (SD-card).
Like #M2, this example requires hardware with an SD-card interface, and is specifically
designed to run on the F5529 Experimenter’s Board, available from TI’s eStore.
Because of the example’s similarity to #M1 and #M2, please reference the sections above for
those examples regarding its usage.
3.5.3.1 Running It
Simply plug into the USB host. It should enumerate as a storage device, with two storage
volumes mounted on the system. On Windows, this means two volumes will appear in “My
Computer”.
Again, please reference the sections for examples #M1 and #M2.
3.5.3.2 Implementation Comments
Again, the Descriptor Tool is used to set up the interface. Two LUNs are defined. Each LUN
has its own settings.

Examples Guide: MSP430 USB API Examples 56
Figure 42. Two-LUN Device; Viewing the First LUN’s Data
The area on the far right is specific to each LUN. The pulldown menu in the far right corner
selects which LUN’s data is shown.
Figure 43. Two-LUN Device; Viewing the Second LUN’s Data
Both LUNs are defined as having removable media. The reason for the file-system-emulation
volume requiring this is unique to the volume this example chose to emulate; the example
doesn’t work properly if configured as non-removable. The reason the SD-card volume is
marked as removable is because the media in fact is removable.
In most applications, the T10 strings have no effect and can be ignored. For anyone wishing to
set them, the ability is there.
Unlike the other examples that only have one LUN, this application’s handling of buffer
operations checks the lun field of the USBMSC_RWBuf_Info structure. Obviously, the file
system emulation volume (which uses no file system software) is handled much differently than
the SD-card (which is accessed through the FatFs file system software).

Examples Guide: MSP430 USB API Examples 57
Since there can be only one MSC interface in a device implemented by this API, it is assured
that only one SCSI command can be received from the host at a time, and thus only one buffer
operation can be active at a time. This simplifies the application’s handling of buffer operations.
3.5.4 Example #M4_DoubleBuffering
This example is the same as the #M2 example but uses double buffering. The application
specifies two buffers when it calls USBMSC_registerBufferInformation(). Both buffers
need to be the same size. The double buffering improves MSC performance.
As with #M2 Example, this example requires hardware with an SD-card interface, like the F5529
Experimenter’s Board, available from TI’s eStore.
3.5.4.1 Running it
Simply plug into the USB host. It should enumerate as a storage device, and the storage
volume should be mounted on the system. On Windows, this means the volume will appear in
“My Computer”. If a card is present in the hardware, then the volume can be opened. If no card
is present, then attempting to open it will probably result in a warning that no media is present.
Insert one, and then re-attempt opening the volume.
After opening the volume, files can be written to the volume and read from it, as with any storage
volume.
The speed of the file transfer is limited by the speed of the SD-Card interface, which is
implemented using SPI as opposed to the parallel SD interface.
3.5.4.2 Implementation Comments
Please read the Implementation Comments for the #M2 Example, as they apply to the #M4
example as well.
In the #M4 example the USB API tries to keep both the host and the SD-Card busy. When the
host initiates a READ operation the API will ask the application to fill the two available buffers
one after the other by setting fields in RWBuf.. When the first buffer is filled by the application,
the API will immediately start a transfer to the host. The API keeps track of whether application
is done processing buffer to make a full buffer available to the host as soon as possible.
When the host initiates a WRITE operation, the API will make available both buffers for the host
to fill. When the first buffer is filled by the host, the API will set fields in RWBuf to indicate a
WRITE operation. The API keeps track of whether application is done processing buffer to make
an empty buffer available to the host as soon as possible.
In the ideal case both interfaces will be busy. However we do see that in most cases we are
limited by the speed of the SPI interface.

Examples Guide: MSP430 USB API Examples 58
3.5.5 Example #M5_CDROM
3.5.5.1 Running It
This application shows how to emulate a CD-ROM . What makes this useful is that an ISO9660
CD-ROM image is the only way to autorun a file on all three major host operating systems.
This example uses an SD-card as the underlying storage medium, although it could be adapted
to other media. Because of the SD-card requirement, this example requires hardware with an
SD-card socket, like the F5529 Experimenter’s Board.
Before running #M5, use the #M2 example to create the ISO9660 image on the emulated CD-
ROM device. Running #M2 causes a normal removable mass storage device to be reported to
the host. From the host operating system, format the volume as a generic FAT volume. Then,
onto the root directory of this volume, copy an existing ISO9660 CDFS image file from a CD-
ROM. It should be named mount.iso.
Then, download the #M5 example to the target MSP430 device. Once downloaded and plugged
into the host, the application will show up as a generic CD-ROM device, with the designated
mount.iso file.
If any autorun information is present in the ISO file, the host will take the appropriate actions to
do so.
If the mount.iso file is not found by the application, an empty CD-ROM device will be reported to
the host.
3.5.5.2 Implementation Comments
Placing the ISO image on a FAT volume is an easy way to create the target media/volume,
which is why example #M2 and an SD-card was borrowed for this purpose.
The host needs to be told this is a CD-ROM drive. This is done with the Descriptor Tool.

Examples Guide: MSP430 USB API Examples 59
Figure 44. Configuring as a CD-ROM Drive in the Descriptor Tool
Before the main loop is executed, a call to the FatFs library is made, to open the FAT volume
contained on LUN 0. Once the volume is open, a call is made to the FatFs API to open the
mount.iso file, contained in the root of the file system. If the file does not exist, the CD-ROM
drive is reported as empty to the host.
With the ISO file open, whenever a READ command is received from the host, a FatFs read call
is performed on the mount.iso file. LBA addresses and offsets in the ISO file are calculated and
generated on-the-fly. WRITE operations are not supported, since CD-ROM devices are write-
protected.
3.6 Composite Examples
3.6.1 Example #CH1_term2hidDemo
3.6.1.1 Running It
This application shows a composite device consisting of a CDC and HID-Datapipe interface. A
terminal application is used to communicate with the CDC interface, and the HID Demo App is
used to communicate with the HID interface. The MSP430 application echoes data between the
interfaces.
Since this example contains both a CDC and HID-Datapipe example, refer to both Sec. 3.1.1
and Sec. 3.1.2 for general information on running this example.
It’s important that the correct INF file be used, because the PID for this example is different than
the PIDs for single-CDC or single-HID interfaces. As with all the examples, an INF file is
provided in the same directory. Be sure to use this INF for this example.

Examples Guide: MSP430 USB API Examples 60
When the installation is complete, open connections with both a terminal application, and the
HID Demo App. For the HID Demo App, set the VID to 0x2047 and the PID to 0x0302.
Typing characters into the terminal application will cause them to appear in the HID Demo App,
and vice versa.
3.6.1.2 Implementation Comments
The active-enumerated portion of the main loop consists mostly of two blocks which evaluate
flags set by USBHID_handleDataReceived() and USBCDC_handleDataReceived(),
respectively. When any data is received, it’s echoed onto the other interface.
CDC and HID are handled somewhat differently because of differences in the way that
Hyperterminal and the HID Demo App send data. The HID Demo App sends data in one action
when the ‘send’ button is pressed (whether or not it includes return characters). Hyperterminal
sends data as it’s typed, and the string is return-delimited. If a terminal application is used that
handles this in the same way as the HID Demo App, different behavior will be seen. This could
be resolved by altering the CDC code to look just like the HID code, but inverting the CDC and
HID calls/flags. (The CDC calls and the corresponding HID-Datapipe calls function almost
identically, allowing easy migration between the two.)
3.6.2 Example #CC1_term2term
3.6.2.1 Running It
This application is just like the preceding one, except it shows a composite CDC+CDC device.
Two instances of a terminal application are opened, each opening a COM port associated with a
different CDC interface in this device. The MSP430 application echoes data between the two
interfaces.
Since both interfaces in this example are CDC, refer to Sec. 3.1.1 for general information on
running this example.
Run the example and enumerate the device. Unlike the examples containing one CDC
interface, this one should result in two device installation procedures. Once again, it’s important
to use the INF file provided in this example’s directory. This is because the PID is once again
different than the other examples, and equally important is that the USB interface set has
changed.
Once the device installation procedures are finished, two new COM ports should be present on
the system. Run Hyperterminal or another terminal application, and open one of these COM
ports. Run a second instance of this application, and open the other new COM port.
Once both ports are opened, sending characters from one instance of the terminal application
(and pressing return) will cause them to appear in the other, and vice versa.
3.6.2.2 Implementation Comments
This example is written almost exactly like #CH1, except using CDC for both interfaces. The
code for each interface is exactly the same, except for using intfNum values of 0 versus 1.

Examples Guide: MSP430 USB API Examples 61
3.6.3 Example #HH1+_hidDemo2hidDemo
3.6.3.1 Running It
This application is just like the preceding ones, except it shows a composite HID+HID device.
Since both interfaces in this example are HID-Datapipe, refer to Sec. 3.1.2 for general
information on running this example.
Run two instances of the HID Demo App. For both of them, set the VID to 0x2047, and the PID
to 0x0314.
After pressing “Set VID/PID” in each instance’s window, a value should appear in the “Serial
Number” menu. Both instances should show “HID0” and “HID1” in the interface list. In one of
the instance’s window, select interface “HID1”, leaving the other as “HID0”. Then press the
“Connect” button in each instance window, to initiate connections with the HID interfaces.
Now, type text into one window and press “Send”; the data appears in the other window, being
echoed by the MSP430 from one interface to the other.
3.6.3.2 Implementation Comments
Once again, this example is written almost exactly like #CH1, except using HID for both
interfaces. The code for each interface is almost exactly the same.
3.6.4 Example #CHM1_term2HidDemo_2LUN
This example is essentially a combination of the #CH1 and #M3 examples. It combines
interfaces from all three device classes (CDC/HID/MSC), while making the MSC multiple-LUN.
Since this example contains a CDC interface, and HID-Datapipe interface, and an MSC
interface, refer to Sec. 3.1.1, Sec. 3.1.2, and Sec. 3.1.4 for general information on running this
example.
Reference the commentary for #CH1 and #M3 for more information.
3.7 SYSBIOS Examples
These examples show how to use the USB API with TI’s SYSBIOS real-time operating system
(RTOS). SYSBIOS does not support Red Hat GCC and therefore, the SYSBIOS examples do
not have a GCC or CCS_GCC examples folder.
3.7.1 Example #CHM2_tasks
This example shows the use of SYS/BIOS RTOS with the USB API. It has one CDC, one HID,
and an MSC interface
This application has three SYS/BIOS tasks:
cdc0Task: manages the CDC interface, and implements a simple echo
hid0Task: manages the HID interface, and implements a simple echo
lun0Task: manages a File System Emulation drive (see Example #M1)

Examples Guide: MSP430 USB API Examples 62
Each of these tasks start up, and pend, on semaphores. When data is received on any of the
USB interfaces, the associated task is made ready to run by a Semaphore_post() call from
within the USB event handlers.
This example also uses an idle background function myIdleFxn() to check the USB
connection state. It enters a low power mode when needed. The USBMSC_pollCommand()
function, a normal part of handling an MSC interface, is also called within this idle thread.
This application can easily be modified to have multiple CDC and HID interfaces or an MSC with
multiple LUNs.
3.7.2 Example #CHM3_SWIs
This example shows the use of SYS/BIOS RTOS with the USB API. It has one CDC, one HID,
and an MSC interface
This application has three SYSBIOS “swi’s” (software interrupts):
cdc0Swi: manages the CDC interface and implements a simple echo
hid0TSwi: manages the HID interface and implements a simple echo
lun0Swi: manages a File System Emulation drive (see Example #M1)
When data is received on any of the USB interfaces, the associated Swi is made ready to run by
a Swi_post() call from within the USB event handlers.
This example also uses an idle background function myIdleFxn() to check the USB
connection state. It enters a low power mode when needed. The USBMSC_pollCommand()
function, a normal part of handling an MSC interface, is also called within this idle thread.
This application can easily be modified to have multiple CDC and HID interfaces or an MSC with
multiple LUNs.
3.8 General Examples
3.8.1 Example #G1_reduceInterruptLatency
This example demonstrates how to eliminate the interrupt latency associated with stabilization of
the XT2 oscillator the locking of the USB PLL.
During USB execution, the USB interrupts all have very short latency except the ones for USB
resume and a VBUS-on event (the attachment to a host via the USB cable). These can take a
few milliseconds, because they activate the XT2 oscillator and PLL. This happens inside an
interrupt context, so while they are happening, your application won't be able to service other
interrupts.
A new feature introduced the v4.0 and later of the API provide a way to break the USB resume
process into three pieces:
1. starting the XT2 oscillator stabilization (happens internally)
2. starting the PLL (begun by a call to the API function USB_enable_PLL())
3. finishing the process (begun by a call to the API function USB_enable_final())

Examples Guide: MSP430 USB API Examples 63
USB event handlers are triggered by the completion of #1 and #2. These give control back to
the application, and the application is responsible for ensuring XT2 stabilizes and the PLL locks.
It may do this using delay period implemented with a timer. During this timer delay, the
application can remain in a normal context (rather than interrupt context), servicing any
interrupts that arise.
With this feature in place, all USB interrupts finish very quickly (see the Release Notes for para-
metrics).
With the above in mind, this example demonstrates this feature. Its token USB functionality is to
send "Hello World" repeatedly, but the relevant portions of the example are in the timer ISR and
the event handlers USB_handleCrystalStartedEvent() and
USB_handlePLLStartedEvent().
Note that to use this feature, you must define USE_TIMER_FOR_RESUME in the project settings.
This internal #define causes the API to break the resume event into the three phases above.
After defining USE_TIMER_FOR_RESUME, call the special functions shown in the timer ISR.
The sequence of events in this example is:
1) USB resume event occurs; some initial internal USB API code executes
2) USB_handleCrystalStartedEvent() event occurs; calls application function
startTimerForOscStabilize()
3) startTimerForOscStabilize() starts the timer
4) Timer expires; ensures osc stabilization, then calls USB_enable_PLL()
5) USB_handlePLLStartedEvent() event occurs, calls application function
startTimerforPLLlock()
6) startTimerforPLLlock() starts timer
7) Timer expires, calls USB_enable_final()
The USB PLL is now stable, and USB functionality resumes as normal.

Examples Guide: MSP430 USB API Examples 64
Appendix A. Launching the Device Manager on Windows
Windows, Linux, and the MacOS all have a means of viewing the devices attached to them.
This is very useful when evaluating or developing USB devices.
This Examples Guide uses Windows as an example, and thus it’s described here how to launch
the Windows Device Manager.
To open the Device Manager, navigate to the Start Menu, select “Run…”, enter “devmgmt.msc”,
and press “Enter” or “OK”.
Figure 45. Starting the Windows Device Manager
If Windows asks if you want to allow the program to make changes to your computer, select
“Yes”; however, the Device Manager is very useful for viewing purposes, without having to
change anything.

Examples Guide: MSP430 USB API Examples 65
Figure 46. The Windows Device Manager

Examples Guide: MSP430 USB API Examples 66
Groups in the DevMan that are relevant to MSP430 USB work include:
Ports (for CDC interfaces, resulting in virtual COM ports)
Human Interface Devices (for HID interfaces).
Disk Drives (for any drives that have been mounted via an MSC interface)
Universal Serial Bus controllers. (Hubs and MSC interfaces appear here, as do root entries
for composite USB devices.)
The Device Manager is also very useful during debug of a USB application. The USB API
Programmer’s Guide, also inside this USB Developers Package, contains a section on how to
debug your USB application; see this document for more information on using the Device
Manager.