GIS Data User Guide
User Manual:
Open the PDF directly: View PDF
.
Page Count: 15

1
GIS Data User Guide
Questions or comments? Email Whitney DeLong: delon135@umn.edu
1. Download and prepare geodatabases:
a. All geodatabases (GDBs) are in the GIS Data folder on our shared Google drive
as .zip archives.
b. Download each .zip separately; Google drive can’t seem to handle downloading
the entire study area folder.
c. Download Symbology Layers folder from the GIS Data folder (this will be used for
displaying data later).
d. Once downloaded, unzip each GDB.
e. Open ArcCatalog
f. Under the Catalog Tree (window showing all folder connections), connect to
folder containing GDBs.
g. GDBs were compressed before zipping and uploading. To uncompress, right
click on each GDB → Administration → Uncompress File Geodatabase (this may
take some time).

2
2. Calculate statistics:
a. Note the following steps will likely have to be performed on Aspect, Slope, three
Curvatures, and DEM mosaic datasets. Hillshade_45 and Hillshade_315 display
correctly without calculating statistics. This is because in order to use the
“Classified” symbology, rather than “stretched”, ArcGIS needs to know more
about the statistics of the data in the mosaic dataset. “Classified” will not be an
option until this is done. Hillshades tend to visualize fine using a “stretched”
symbology.
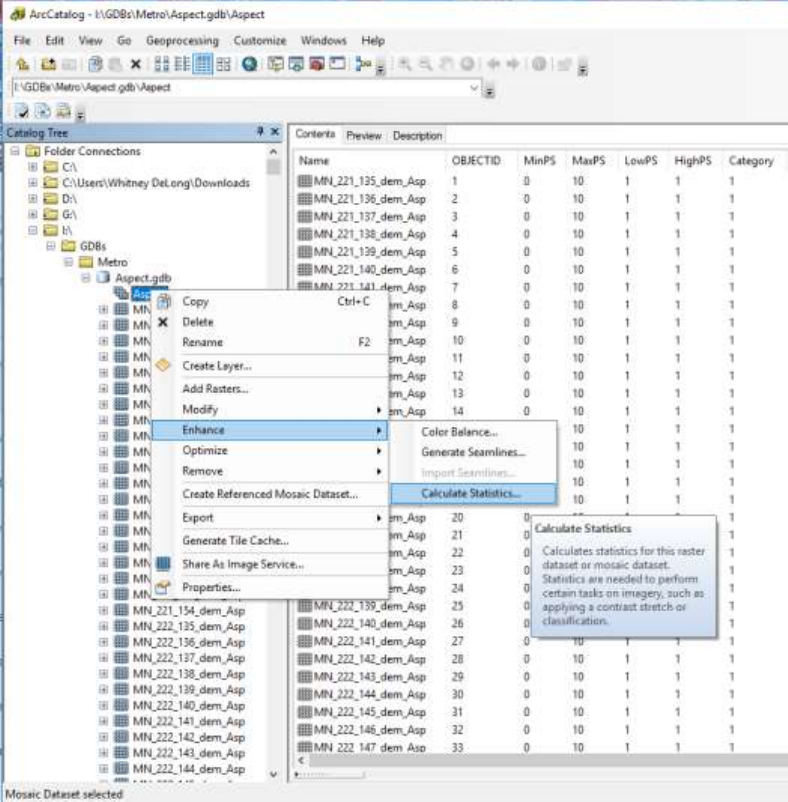
b. Open ArcCatalog
c. In the Catalog Tree expand GDB. Right click on the mosaic dataset within the
GDB → Enhance → Calculate Statistics…

3
d. The Calculate Statistics tool dialog box will open. Check that the Input Raster
Dataset is correct (It should be as Calculate Statistics was selected from the right
click - this tool can be opened from ArcToolbox too, so in that case you would
have to specify which mosaic or raster dataset you want to run the tool on).
Leave all other defaults as-is and click OK.

4
e. This will take a very long time to run, so I recommend starting it at the end of the
day and letting it run overnight. It bogs down the computer a bit.
f. Note that it takes significantly longer to run the Calculate Statistics tool in ArcMap
and is more likely to crash, so run in ArcCatalog as outlined for best results.
3. Symbology: Slope and Aspect
a. (The same steps outlined here can be used to symbolize both slope and aspect
mosaic datasets.) Open a blank map document in ArcMap. In the Table of
Contents (TOC) pane, right click Layers → Add Data.
b. Navigate to mosaic dataset, select, and click Add (or double click). Note that only
the footprints will be visible when zoomed to whole study area - zoom in to about

5
1:30,000 to see images. This prevents ArcMap from getting bogged down trying
to render too many rasters at once.
c. Once added, double click on Image under the mosaic dataset in TOC. This
opens the Layer Properties dialog box. Under the Symbology tab, select
Classified in left pane. Click Apply, and you should see much more reasonable
values and features. (If Classified is not an option, it is likely that something went
wrong in the Calculate Statistics step and you will need to repeat step 2. If it does
not work the second time, contact Whitney to troubleshoot.)

6
d. To import symbology layer, in the same Layer Properties window, click on folder
in upper right of Layer Properties box. Navigate to .lyr file in the Symbology
Layers folder downloaded from drive that corresponds to the mosaic dataset you
are working with, select, and click Add. You should now see the number of
classes, value ranges, labels, and colors present in the .lyr file.

7
e. Before clicking OK on the Layer Properties box, click Apply. If the labels or data
ranges change from the values imported from the symbology layer, simply import
and apply the symbology layer a second time. I am not sure why, but this has to
be done when applying layer symbology to a mosaic dataset (correct number of
classes and colors are applied the first time, correct value ranges and labels
applied the second).

8
f. Click Apply to check that symbology stuck, then OK to close Layer Properties.
After the second round of applying the symbology, correct values, classes,
labels, and colors should be visible in the Table of Contents as shown below.

9
4. Symbology: Slopeshade
a. Visualizing slope data as a slopeshade makes steep slopes stand out very
nicely. To create the slopeshade layer, Copy the Slope layer by right click →
Copy. Paste the layer by right click Layers → Paste Layer(s). Rename newly
copied layer to slopeshade by clicking twice on layer name or right click →
rename.
b. Double click on newly created slopeshade layer. The Layer Properties dialog box
will open. Under Symbology, change Show to Stretched. Using drop down from
color ramp, select the black to white color ramp. We want high values to be black
and low values to be white (opposite is shown by default), so check Invert.
Stretch Type should be set to Standard Deviations (if not, use drop down to
select). Change standard deviations to n = 5. Depending on area, standard
deviations may need to be changed, but 5 is a good place to start.

10
c. Alternatively, follow outline of 3d above to import slopeshade symbology layer.
Note that the raster must be shown as Stretched, as the layer file was created
from a stretched raster. Layers created from stretched rasters cannot be applied
to Classified rasters, and vice versa.

11
d. For reference, here is a link to the Slopeshade video from Ramon Arrowsmith:
https://youtu.be/OvIuj0oTbaM
5. Curvature
Profile curvature:
● Parallel to the direction of maximum slope.
● Emphasizes terraces on a raster surface.
● Negative values indicate an upwardly convex surface.
● Zero value indicates a linear surface
● Positive values indicate an upwardly concave surface.
● Affects the acceleration and deceleration of flow across a surface, therefore
influences erosion and deposition.
Planform curvature:
● Perpendicular to the direction of maximum slope.
● Emphasizes ridges and valleys on a raster surface.
● Negative values indicate a sidewardly concave surface.
● Zero value indicates a linear surface.
● Positive values indicate a sidewardly convex surface.
● Influences convergence and divergence of flow across a surface.
Standard curvature:
● Made up of both planform and profile curvatures.
● Shows both ridges/valleys and terraces; however, showing both compromises
the quality of both.
● Considering profile and planform together allows for more complete
understanding of flow across a surface.
Symbology:
For the purposes of our study, profile curvature will likely be the most useful. To import
layer symbology, repeat step 3 using Profile_Curvature.lyr. Note that this is only a
starting point; depending on the amount of relief in your study area and what features

12
you want to emphasize, the class thresholds may need to be changed. We have found it
most useful to symbolize zero and near-zero values as No Color (as they are in .lyr file),
allowing slopes to stand out. Overlaying curvature over hillshade, slopeshade, or DEM
also helps with visualization. Examples below.
Profile curvature with values between -10 and 10 set to No Color to only show areas with
concave or convex surfaces.

13
Profile curvature over slopeshade
Profile curvature over hillshade_45
Some helpful links for understanding curvature:
https://www.esri.com/arcgis-blog/products/product/imagery/understanding-curvature-
rasters/
https://www.esri.com/arcgis-blog/products/product/imagery/using-curvature-rasters-to-
enhance-terrain-representation/
6. Red Relief
● Two datasets are used to visualize red relief. The combination of the two
datasets with specific color symbology helps to highlight steep slopes, ridges,
and valleys.
○ Topographic openness (contained in geodatabases in each study area
folder on Google drive). Note that the geodatabase does need to be
unzipped, but it DOES NOT need to be uncompressed or have the
calculate statistics tool run on it.
○ Slope (contained in geodatabases OR as a single .tif file, both in study
area folders on Google drive)
14
■ I created a slope raster for each of the study areas (metro_slp.tif,
MNR_slp.tif, NE_slp.tif, RR_slp.tif, SE_slp.tif). Some of you may
prefer to use a single raster instead of a mosaic dataset; the data
are the same but handled differently.
● Add Slope mosaic dataset or slope .tif for your study area to ArcMap.
● To symbolize the slope layer (red to white color ramp), Slope_RRIM.lyr can be
found on the Google Drive in GIS_Data --> Symbology Layers. To apply this
symbology to slope, right click on the color ramp next to the slope Image in the
mosaic dataset (or right click on the .tif layer). Click Properties. Click the
Symbology tab. Click the folder icon near the top of the dialog box and navigate
to Slope_RRIM.lyr and select and click OK. Be sure that high slope values are
red and low slope values are white. If not, in the table of contents, right click the
color ramp next to the slope Image in the mosaic dataset (or right click the .tif
layer). A small box will pop up. Check Invert and click OK and the color ramp will
flip.
○ If you need a refresher on applying layer file symbology, see page 6 for a
more detailed walk-through.
● Set Slope transparency to 40% by right clicking on the Image in the mosaic
dataset and clicking Properties… Under the Display tab in the Layer Properties
dialog box, change Transparency to 40% and click OK. 40% transparency is a
starting point; if your eyes do better with more or less transparency, change it.

15
● Add Openness mosaic dataset, layer UNDER slope in the ArcMap table of
contents
● Symbolize using the black to white color ramp. Be sure that ridges are white
(high values) and valleys are black (low values). If not, right click on color ramp
and Invert the color ramp.
● Et voila! This is your red relief image.
Some helpful links on Openness and Red Relief Image mapping (RRIM):
https://pdfs.semanticscholar.org/c3d9/a561fdb9e8c34a2b79152aea72b46090bb2e.pdf
http://www.esri.com/products/maps-we-love/red-relief