Guide SAS VA Analytics Designer
User Manual:
Open the PDF directly: View PDF .
Page Count: 172 [warning: Documents this large are best viewed by clicking the View PDF Link!]

1
Guide d’utilisation
Visual Analytics Designer
Apprendre à concevoir et à réaliser des rapports et des
visualisations de données

2
Table des matières
Introduction SAS Visual Analytics ........................................................................................................ 5
Accès à l’application Visual analytics ................................................................................................ 13
Configurer les données ................................................................................................... 17
Ajouter une source de données ........................................................................................................ 19
Liste des sources de données disponibles : ....................................................................................... 24
Créer un filtre sur la source de données ........................................................................................... 27
La notion de champs calculés ............................................................................................................ 31
Les mesures agrégées........................................................................................................................ 35
Structurer les données .................................................................................................... 41
La notion de catégorie ....................................................................................................................... 43
Les hiérarchies ................................................................................................................................... 49
Les propriétés d’un champ ................................................................................................................ 55
Les rangs ............................................................................................................................................ 59
Ordonnancer par date ....................................................................................................................... 63
Les abscisses dégradées .................................................................................................................... 65
Graphique de plus en plus fin ................................................................................................ 65
Variable agrégeant plusieurs informations ............................................................................ 67
Choisir sa visualisation .................................................................................................... 69
Présentation des différents objets + propriétés ............................................................................... 71
Les propriétés d’une visualisation ..................................................................................................... 79
Les conteneurs .................................................................................................................................. 83

3
Enrichir les présentations visuelles .................................................................................. 87
Les filtres personnalisés .................................................................................................................... 89
Rajouter un filtre par le biais de l’onglet Filtre ...................................................................... 90
Rajouter un filtre par le biais des objets Contrôles ............................................................... 97
Formats conditionnels ..................................................................................................................... 101
Les styles .......................................................................................................................................... 105
Personnaliser les légendes .............................................................................................................. 109
Personnaliser les titres .................................................................................................................... 111
Insertion de ligne de référence ....................................................................................................... 113
Paramétrer des interactions dynamiques ....................................................................... 115
Les interactions. .............................................................................................................................. 116
Les liens entre visualisations ........................................................................................................... 125
Lier deux graphiques .......................................................................................................... 125
Lier une liste de choix à un graphique ................................................................................ 129
La notion de pinceaux ..................................................................................................................... 131
Créer un paramètre. ........................................................................................................................ 135
Les règles d'affichage avec paramètre ............................................................................................ 139
Création de catégorie avec paramètre ............................................................................................ 147
Hiérarchie (application graphiques et tableaux) ............................................................................. 151
Autres fonctionnalités.................................................................................................... 157
Les Alertes ....................................................................................................................................... 158
Imprimer en PDF.............................................................................................................................. 161
Exporter vers Excel .......................................................................................................................... 165
Exporter au format d’image ............................................................................................................ 169
Sauvegarder un rapport .................................................................................................................. 171

4

5
Introduction SAS Visual Analytics
SAS Visual Analytics est un outil de visualisation, édité par la société SAS, qui permet l’exploration
visuelle et la représentation graphique des données, quelles qu’en soient la volumétrie, la nature ou
la provenance.
L’outil peut aider notamment à détecter des phénomènes ou des tendances invisibles de prime
abord et permet une visualisation rapide d’un grand nombre de données contextualisées.
Les principaux atouts de SAS Visual Analytics sont les suivants :
• Accéder à de nombreuses sources de données en temps réel et sans temps d’actualisation,
• Disposer de gros volumes de données sur une grande profondeur et un grand historique,
• Illustrer les analyses par des explications visuelles synthétiques,
• Mieux évaluer certains facteurs en croisant les différentes sources de données,
• Intégrer plusieurs visualisations graphiques complémentaires sur le même rapport,
• Partager les différents rapports de données au sein d’un service,
C’est un outil accessible depuis un navigateur Web (Internet Explorer) qui ne nécessite pas
l’installation d’un outil sur le poste de travail.
Dans le contexte PhotoWatt, il a vocation à remplacer l’add-in SAS Excel.

6

7

8

9

10

11

12

13
Accès à l’application Visual analytics
On accède au menu de SAS Visual Analytics par le biais de l’Intranet :
Puis en choisissant « Visual Analytics » dans le menu latéral gauche de la page d’accueil de la
rubrique Intranet « Reporting » :
Il est, par ailleurs, tout à fait possible d’enregistrer le lien de d’application directement dans l’onglet
des favoris du navigateur Internet Explorer :
https://sas.photowatt.com/SASVisualAnalyticsHub/index.jsp

14
L’accueil de SAS Visual Analytics se matérialise par un menu de 3 icônes :
- Explorer les données :
L’exploration des données permet travailler et fouiller les données de façon brute et
improvisée afin de déceler des tendances, des dérives ou des corrélations entre facteurs
dans les différentes source de données,
- Créer un rapport :
La création de rapports va permettre de construire des visualisations élaborées, que l’on va
pouvoir consulter au fil du temps. La création d’un rapport nécessite de bien savoir ce que
l’on veut suivre et observer. C’est pourquoi, cette étape intervient après l’exploration de
données, une fois que les facteurs et la tendance à observer sont bien connus,
- Consulter un rapport :
La consultation de rapports est la dernière étape. Elle permet de consulter des tableaux de
bord prêts à l’emploi, même si l’on n’est pas l’auteur de ces visualisations (à condition d’en
avoir tout de même les droits de lecture).
Exemple : les différents tableaux de bord de production Wafers et Cellules
disponibles par le biais de la rubrique « Reporting » de l’Intranet,

15
Pour accéder à l’une de ces sections, il suffit de cliquer sur l’icône correspondante.
Le restant de la page est composé de différents blocs contenant des URL d’accès aux rapports
et visualisations de données.
- 1. Le bloc de gauche contient tous les liens des derniers rapports que l’utilisateur a
récemment ouverts,
- 2. Le bloc du milieu est configurable et permet d’enregistrer soi-même des liens vers les
rapports souhaités,
- 3. Le bloc de droite permet de mettre à disposition des liens vers des rapports pré-définis à
tous les utilisateurs de SAS Visual Analytics (cela nécessite de faire une demande auprès des
administrateurs de l’application),

16
Pour configurer un lien, il suffit de cliquer sur les 3 points du bord droit supérieur du bloc :

17
Configurer les
données

18

19
Ajouter une source de données
Sélectionner l’onglet « Données » :
Appuyer sur le bouton « Ajouter une source de données »

20
Choisir le nom de la requête source dans le formulaire qui s’affiche :

21
Les sources de données sont des tables stockées dans la mémoire du serveur Visual Analytics.
Ces tables sont immédiatement accessibles mais uniquement en lecture (aucune modification n’est
possible).
Afin de classifier l’information contenue dans ces différentes tables, une convention de nommage a
été mise en place, ce qui permet de plus facilement trouver les données souhaitées.
Cette convention est la suivante :
- Préfixe AUDIT : Données pour le monitoring d’administration du serveur,
- Préfixe CUBE : Données maintenance issue de la GMAO,
- Préfixe DATA : Données de logs équipements,
- Préfixe DTM : Datamarts condensant l’ensemble des remontées de paramètres Process,
- Préfixe SPC : Données de maîtrise statistique des procédés pour les cartes de contrôle,
- Préfixe TDB : Données à destination des tableaux de bord de production,
35 tables de données sont actuellement disponibles dans la mémoire du serveur.
Ces tables de données sont actualisées selon une fréquence de mise à jour dépendant du type de
données.
De même la profondeur de données (l’ancienneté de l’historique) est variable selon la table et le
type de données.
A noter qu’il est possible de rajouter de nouvelle source de données, sur demande auprès de l’équipe
informatique (dans la mesure des possibilités techniques).

22
1 – Intégrer la source de données des données Hennecke : « Data_Hennecke »,
2 – Intégrer la source de données des données de production « TDB_DTM_PRO_PVA »,

23

24
Liste des sources de données disponibles :
Type table
Destinataire
Objet
Actualisation
Profondeur
de
données
Tables
Système
Administration
Monitoring des accès SAS VA
Toutes les 15
minutes
2 mois
AUDIT_VISUAL_ANALYTICS
Cube de
données
Maintenance
Suivi des activités des intervenants Maintenance
Quotidienne
(à 8 h chaque
matin)
3 ans
CUBE_GMAO_RE_ACTIVITES
Suivi des relevés de compteur Maintenance
CUBE_GMAO_RE_COMPTEUR
Couverture du plan de maintenance
CUBE_GMAO_RE_COUV_PLAN
Couverture des préventifs / parc équipement
CUBE_GMAO_RE_COUV_PREV
Suivi des demandes d'intervention GMAO
CUBE_GMAO_RE_DI
Suivi des disponibilités opérationnelles
CUBE_GMAO_RE_DO
Ventilation des demandes d'intervention / domaine
CUBE_GMAO_RE_DOMAINE
Suivi des réalisations effectives des préventifs
CUBE_GMAO_RE_EFF_PREV
Calcul des indicateurs maintenance de type MTTR
CUBE_GMAO_RE_IND_MAINT
Datamart
Process
Service Process
Suivi des paramètres Process des lingots
Toutes les
heures
2 ans
DTM_PRO_TRAC_LINGOTS
Suivi des paramètres Process des Wafers
2 ans
DTM_PRO_TRAC_WAFERS
Suivi des paramètres Process des cellules
2 ans
DTM_PRO_TRAC_CEL_TRIEES
Suivi de production des cellules
5 ans
DTM_PRO_TBO_PVA
Suivi des rendements électriques des fichiers de tri
6 mois
DTM_LOGS_TRI
Statistiques des rendements des fichiers de tri
6 mois
DTM_LOGS_TRI_STATS
Tableaux de
bord
production
Cellules
Tableau de bord des TNQ Cellules
Toutes les
heures
2 mois
TDB_DTM_PRO_PVA
Tableau de bord des tris Cellules
TDB_V_LOTS
Wafers
Tableau de bord Rapport production - Contrôle Wafers
2 mois
TDB_Wafers_Controle
Tableau de bord Rapport production - MEP
TDB_V_LOTS_MEP

25
Cellules / Fiabilité
Tableau de bord des consommations d'écran
2 ans
TDB_Consommation_Ecran
Cellules / Gestion
Tableau de bord Synthèse - PW Diff à tri
2 mois
TDB_V_LOTS_Synthese_1
Tableau de bord Synthèse - PVA MEP à Diff
TDB_V_LOTS_Synthese_2
Tableau de bord Synthèse - En cours de stock
TDB_V_LOTS_Synthese_3
Suleyman CETIN
Fichier Base Cellule pour responsable UAP
4 mois
TDB_BASE_CELLULES
Exploitation
de logs
équipement
Process / Qualité
Logs équipement de contrôle Hennecke
Quotidienne
(à 7 h chaque
matin)
1 an
DATA_LOGS_HENNECKE
Méthodes
Logs équipement des palpeurs croissance
7 jours
DATA_PALPEUR
Process
Logs des équipements de tri cellules
3 ans
DATA_LOGS_TRI
Process / Qualité
Logs équipement sérigraphie ICOS FSPI N1
4 mois
DATA_ICOS_FSPI_N1
Process
Logs équipement Textu - Stangl et Lessivielle
2 ans
DATA_LOGS_Textu_Stangl_Lessiviel
Process
Logs équipement Désoxydation
2 ans
DATA_LOGS_DESOX
Cartes de
contrôle
Process / Qualité
Cartes de contrôle de l'atelier sciage
Toutes les
heures
3 mois
SPC_CC_Sciage
Calcul des limites des cartes de contrôle sciage
4 mois
SPC_CC_SCIAGES_LIMITES
Cartes de contrôle des mesures sérigraphie
2 ans
SPC_CC_MESURE_SERIGRAPHIE
Cartes de contrôle des défauts ICOS FSPI N1
3 mois
SPC_CC_ICOS_N1
Etude de
corrélation
Process / Qualité
Données des paramètres Slurry des scies
Ponctuel
1 an
SPC_DATA_SLURRY

26

27
Créer un filtre sur la source de données
Sélectionner l’onglet « Données » :
Sélectionner « Créer un filtre sur la source de données » à partir du petit menu triangle « :

28
Sélectionner l’éditeur de texte dans l’écran qui s’affiche :
Saisir la formule suivante :
TreatAs(_Number_, DatePart(Time))
>=
( TreatAs(_Number_, DatePart(Time)) - 60 )
Cette formule permettra de ne conserver que les données sur les 60 derniers jours.

29
Cliquer ensuite sur “OK” :
Il est également possible de réaliser le même filtre par le biais de l’assistant graphique ce qui
donnera la formule suivante :

30
1 – Réaliser un filtre qui ne retourne que les 15 derniers jours de données,
2 – Visualiser la justesse du filtre à partir d’un objet de visualisation de type « Série chronologique »,
3 – Supprimer le filtre,

31
La notion de champs calculés
Un champ calculé permet de créer de nouvelles données à partir des valeurs des autres champs.
Sélectionner l’onglet « Données » :
Sélectionner le menu « Créer un nouveau champ » par le biais du petit triangle :

32
Composer une formule à l’aide du concepteur graphique :

33
La formule finale doit ressembler à ceci :
Valider la formule en cliquant sur le bouton « OK ».

34
1 – Réaliser un champ calculé intitulé « Wafer Taille NQ»,
2 – Créer une formule pour ce champ qui permette de déterminer si le wafer est au-dessus du
paramètre des spécifications de taille,
3 - La formule renverra « 0 » si la taille du wafer est au-dessus du paramètre de spécifications,
4 – La formule renverra « 1 » si la taille du wafer est au-dessus et « Wafers bon » sinon.
5 – Vérifier le bon fonctionnement du champ calculé avec un histogramme et une mesure de
fréquence.

35
Les mesures agrégées.
Les mesures agrégées à la différence des champs calculés permettent de faire des calculs sur des
ensembles de données en réalisant des agrégations (alors que le champ calculé effectue un calcul par
ligne).
Sélectionner l’onglet « Données » :
Sélectionner le menu « Créer une mesure agrégée » par le biais du petit triangle :

36
Saisir le nom de la mesure agrégée dans l’écran qui s’affiche :

37
Choisir un opérateur d’agrégation :

38
Choisir une catégorie à mesurer :
Cliquer sur OK pour valider.

39
1 – Réaliser une mesure agrégée intitulée « Taux TNQ Taille» à partir du champ calculé « Wafer Taille
NQ »,
2 – Insérer le nombre de wafer hors spécification taille au numérateur,
3 – Insérer le nombre total de Wafers au dénominateur,
4 – Vérifier la pertinence de la mesure agrégée en réalisant un histogramme avec :
- Type Lingot en abscisse,
- Taux TNQ Taille en ordonnée,

40

41
Structurer les
données

42

43
La notion de catégorie
La notion de catégorie permet de structurer des données dans des classes bornées. C’est une façon
de transformer des données continues en données discrètes.
Sélectionner l’onglet « Données » :
Sélectionner le menu « Créer une nouvelle catégorie personnalisée » par le biais du petit triangle :

44
Choisir le champ contenant les données continues que l’on veut discrétiser :

45
Choisir l’option « Valeurs distinctes » :

46
Créer des catégories en appuyant sur le bouton « Nouveau libellé » :

47
Faire glisser les données dans la catégorie correspondante :
Valider l’opération en appuyant sur OK.

48
1 – Réaliser une catégorie « Largeur wafer » basée sur le champ SizeY,
2 – Créer 3 classes de libellé « Petit », « Moyen », « Grand »,
3 – Basculer les données correspondantes en divisant la distribution des tailles en 3,
4 – Concevoir un histogramme basé sur la nouvelle catégorie « Largeur Wafer »,

49
Les hiérarchies
Les hiérarchies permettent de réaliser des stacks d’abscisses avec différents champs de type
catégorie. Les hiérarchies les plus fréquentes concernent les dates.
Sélectionner l’onglet « Données » :
Sélectionner le menu « Créer une hiérarchie » par le biais du petit triangle :

50
Sélectionner ensuite les catégories qui permettent de réaliser la hiérarchie des données souhaitée :
La hiérarchie doit avoir une signification fonctionnelle. Si les éléments regroupés n’ont aucun lien,
celle-ci ne sera absolument pas opérante.

51
Une autre façon de créer une hiérarchie de date est de sélectionner un champ de type « Date » :

52
Puis de sélectionner la fonction « Créer une hiérarchie » en réalisant un clic droit :

53
1 – Réaliser une hiérarchie présentant l’arborescence suivante :
- Numéro de lingot
- Numéro d’assemblage
- Numéro de Wafers
2 – Concevoir un histogramme avec les caractéristiques suivantes :
- Abscisse : Hiérarchie Wafer,
- Ordonnée : Nombre de wafers (fréquence),

54

55
Les propriétés d’un champ
Chaque champ possède les propriétés suivantes qui sont configurables :
- Nom
- Classification
- Format
- Agrégation
- Options de tri
Le nom peut être paramétré sans aucune contrainte spécifique.
La classification permet de ranger le champ dans l’une des deux classes :
- Catégorie :
o Le champ est considéré comme discret avec un nombre de valeurs fini que l’on peut
dénombrer et classer en groupements
Exemple : Numéro de scie,

56
- Mesure :
o Le champ est considéré comme continu avec un nombre de valeurs infini sur
lesquelles on effectue des mesures mais que l’on ne dénombre pas,
Exemple : Taille de Wafers,
Le format permet de choisir l’affichage du champ (comme par exemple le nombre de virgule du
chiffre) :

57
L’agrégation permet de fixer le niveau de regroupement sur lequel seront calculées les statistiques
du champ :
Enfin l’option de tri permet de fixer un tri par défaut sur le champ (exemple : une date triée en
croissant ou décroissant).

58
1 – Créer une mesure agrégée comptant le nombre de Wafers,
2 – Transformer le champ WaferId en catégorie,
3 – Créer une nouvelle mesure agrégée comptant le nombre de Wafers distincts (non doublonnés),
4 – Créer une nouvelle mesure agrégée permettant de déterminer le nombre de wafers passés
plusieurs fois au contrôle,

59
Les rangs
Les rangs permettent de n’afficher qu’un certain nombre de valeurs de l’effectif sur la base d’une
règle définie par l’utilisateur (10 dernières valeurs les plus hautes, 10 dernières valeurs les plus
basses).
Insérer une visualisation de type tableau :
Intégrer une colonne recensant les Id de Wafer :

60
Le nombre de données est trop élevé pour être affiché :
C’est pourquoi, on va créer un rang pour n’afficher qu’une certaine proportion des données de
l’ensemble de l’effectif.
Sélectionner l’onglet « Rang » :
Cliquer sur le bouton « Nouveau » :

61
Configurer le ratio de l’effectif que vous souhaitez afficher :
Ici, on n’affichera que 1% des numéros de Wafers (sur la base d’un ordre croissant), soit 3000
numéros de wafers sur une totalité de 300 000.

62
1 – Créer un tableau recensant les valeurs de TTV et les Id de Wafer associés.
2 – Créer un rang qui permette d’afficher les 20 plus petites valeurs de TTV,
3 – Créer un rang qui permette d’afficher les 30 plus grandes valeurs de TTV,

63
Ordonnancer par date
Une des applications des rangs consiste à ne garder que les x-dernières ou x-premières dates d’un
graphique quand on ne peut pas savoir quelle est la valeur du seuil pour faire le filtre.
Nous sommes en présence d’un graphique avec une chronologie en abscisse et nous voulons garder
que les dates les plus récentes.
Dans la colonne de droite, sélectionner l’onglet « Rangs » et pour la variable Date présente en
abscisse, cliquer sur le bouton « Ajouter un rang ».
Décocher les cases « Egalités » et « Tous les autres ».
Pour garder les x-premiers ou les x-derniers, choisir soit un pourcentage, soit un effectif dans la liste
déroulante.

64
Puis compléter la liste dessous avec la valeur choisie :
ou
Le graphique se met automatiquement à jour (dans cet exemple, en gardant les 10 dates les plus
récentes) :

65
Les abscisses dégradées
Cette solution permet d’obtenir un graphique de plus en plus fin pour les périodes avec une variable
regroupant les différentes infos :
Graphique de plus en plus fin
Un graphique de plus en plus fin permet de fournir une abscisse avec les fréquences de plus en plus
courtes quand on se rapproche de la date la plus récente.
Dans l’exemple ci-dessous, les données sont exprimées :
- par année à partir de 2012,
- puis par mois pour l’année la plus récente (2016),
- puis par semaine pour le mois le plus récent (2016 M02)
- puis par jour pour la semaine la plus récente (2016 S07)

66
Pour permettre de recréer une abscisse dégradée/graphique de plus en plus fin sous SAS VA, on crée
un nouvel élément calculé à l’aide d’une règle IF/RETURN/ELSE. Il contiendra une concaténation
Année/Mois/Semaine/Jour plus ou moins fine en fonction de la règle établie.
Le résultat ci-dessous montre l’abscisse de plus en plus fine quand on se rapproche des dates
récentes.
Zoom sur les dates exprimées par Année ou par Année – Mois.

67
Zoom sur les dates exprimées par Année – Mois, par Année – Mois – Semaine ou par Année – Mois –
Semaine – Jour.
Variable agrégeant plusieurs informations
L’axe des abscisses peut être une variable qui consiste en l’agrégation de plusieurs informations
Dans cet exemple, l’abscisse consiste en une concaténation entre des variables dates et des
informations sur les lots :

68
Pour permettre de recréer une abscisse dégradée/concaténée sous SAS VA, on crée un nouvel
élément calculé avec une concaténation Date/Lot en fonction de la règle établie.
Le résultat ci-dessous montre l’abscisse correspondant à une concaténation date/lot.

69
Choisir sa
visualisation

70

71
Présentation des différents objets + propriétés
Type
Nom
Description
Tableaux
Tableau simple
Affiche les données sous forme de tableau. Les tableaux permettent
d'examiner les données brutes pour chaque observation de la source de
données.
Tableau croisé
Affiche les données sous forme de tableau croisé. Les tableaux croisés
permettent d'examiner les données pour rechercher les intersections de
nœuds de hiérarchie ou valeurs de catégorie. Vous pouvez réorganiser les
lignes et les colonnes et appliquer des tris. A la différence des tableaux
simples, les tableaux croisés affichent des données agrégées.
Graphiques
Histogramme
Affiche les données sous forme d'histogramme. Les histogrammes sont
utiles pour comparer les données qui sont agrégées par les valeurs
distinctes d'une catégorie. Un histogramme est constitué de barres
verticales ou horizontales.
Histogramme
ciblé
Compare les données qui sont agrégées par la valeur d’une catégorie en
référence aux valeurs cibles.
Graphique en
cascade
Un graphique en cascade (aussi appelé histogramme progressif)
représente la façon dont la valeur initiale d'une mesure augmente ou
diminue au cours d'une série d'opérations ou de transactions.
La première barre correspond à la valeur initiale et chacune des barres
suivantes commence à l'endroit où la barre précédente se termine. La
longueur et le sens d'une barre indiquent l'amplitude et le type (positif ou
négatif, par exemple) de l'opération ou de la transaction.
Le graphique qui en résulte est une barre composée d'étapes montrant
comment les modifications incrémentielles génèrent la valeur finale de la
mesure.
Courbe
Affiche les données sous forme de courbe. Une courbe est utile pour
observer les tendances des données sur une période. Les courbes
prennent en charge les prévisions de valeurs futures.
Diagramme

72
circulaire
Un diagramme circulaire, ou camembert, met en évidence la relation
d’une partie par rapport au tout, dans un cercle divisé en plusieurs
secteurs, pour chaque valeur d'un élément de données de catégorie, en
fonction d'un élément de données de mesure unique.
Chaque secteur représente la contribution relative de chaque partie du
tout. Dans un diagramme circulaire, la légende est triée par contribution.
Nuage de
points
Un nuage de points est un graphique bidimensionnel qui montre la
relation entre deux éléments de données de mesure.
Chaque marqueur (représenté par un symbole comme un point, un carré
ou un signe plus) représente une observation et sa position indique la
valeur de l'observation.
Le nuage de points permet d'examiner la relation entre des éléments de
données numériques.
Vous pouvez appliquer un regroupement en attribuant une catégorie au
rôle Couleur.
Les nuages de points n'utilisent pas de données agrégées.
Graphique de
série
chronologique
Un graphique de série chronologique, ou graphique historique, affiche une
séquence triée des valeurs d'une variable observée à intervalles de temps
réguliers.
Un graphique de série chronologique nécessite un élément de données de
type date, date-heure, heure ou hiérarchie. Cet élément de données est
continu sur l'axe X.
Graphique à
bulles
Un graphique à bulles affiche la relation entre au moins trois mesures.
Deux mesures sont représentées par les axes du graphique et la troisième
mesure est représentée par les symboles du graphique.
Graphique en
mosaïque
Un graphique en mosaïque affiche les données sous forme d'un ensemble
de rectangles (appelés vignettes).
Chaque vignette représente une valeur de catégorie ou un noeud de
hiérarchie. La taille de chaque vignette représente la fréquence de la
catégorie ou la valeur d'une mesure.
La couleur de chaque vignette indique la valeur d'une mesure
supplémentaire.
Histogramme à

73
deux axes
Un histogramme à deux axes est une variante de l'histogramme qui
comporte deux mesures.
Chaque axe contient une mesure.
Courbe-
histogramme à
deux axes
Une courbe-histogramme à deux axes est une variante de l'histogramme
qui comporte deux mesures.
Une mesure se trouve sur chaque axe et l'histogramme est recouvert par
une courbe.
Graphique de
série
chronologique
à deux axes
Un graphique de série chronologique à deux axes est une variante du
graphique historique qui a deux mesures.
Une mesure est affichée sur les côtés gauche et droit de l'axe Y.
Par exemple, un graphique de série chronologique à deux axes est utile
quand vous devez afficher deux mesures qui ont la même unité de
mesure et différentes échelles, comme une quantité commandée et
retournée, ou quand vous devez afficher deux mesures qui ont différentes
unités de mesure, comme les ventes et la quantité commandée.

74
Contrôles
Un contrôle est un objet de rapport qui filtre ou restreint l'étendue des données que
l'utilisateur visualise. Un contrôle permet à un concepteur de rapport de sélectionner une
catégorie qu'il souhaite rendre visible pour l'utilisateur du rapport.
Liste
déroulante
Liste
Barre de
boutons
Saisie de
texte
Curseur

75
Conteneurs
Vous pouvez utiliser des conteneurs pour regrouper d'autres objets de rapport.
Conteneur
vertical
Le conteneur est rajouté sur la partie droite ou gauche de la diapositive. Tous
les objets de rapport sont affichés en même temps.
Conteneur
horizontal
Le conteneur est rajouté sur la partie haute ou basse de la diapositive. Tous les
objets de rapport sont affichés en même temps.
Conteneur à
onglets
Les objets de rapport sont affichés tels qu'ils sont dans l'ensemble de
diapositives. Un seul objet de rapport est affiché à la fois.
Le conteneur à onglets comporte une barre de contrôles au lieu d'une barre de
défilement qui permet de passer d'un objet à un autre.
Vous ne pouvez pas imbriquer des conteneurs à onglets. Cependant, vous
pouvez les placer côte à côte.
La disposition de précision vous permet de redimensionner le conteneur à
onglets.
Conteneur à
invites
Ces conteneurs regroupent des contrôles d'invites. Les conteneurs à invites
sont affectés par des invites de rapport, mais pas par d'autres invites de
section.
Ils ne sont pas affectés par des interactions.
Les objets de rapport à l'intérieur des conteneurs à invites sont filtrés par les
mêmes règles que d'autres objets.
Les conteneurs à invites peuvent être ajoutés à la zone d'invite du rapport et à
la zone d'invite de la section sur la zone de dessin.
Cela vous permet d'ajouter des types de contrôle (par exemple, des contrôles
sous forme de listes) qui autrement ne sont pas autorisés dans ces zones
d'invite.
Autre
Texte
Les objets de texte affichent un texte statique.
Vous pouvez utiliser un texte pour l'inclure dans les standards de l'entreprise,
comme un texte indiquant la confidentialité, dans vos rapports.
Vous pouvez utiliser des liens hypertexte dans le texte. Vous pouvez aussi
utiliser du texte pour annoter d'autres objets d'un rapport.

76
Image
Vous pouvez utiliser des images pour inclure le logo de votre entreprise ou
d'autres graphiques dans vos rapports.
Vous pouvez insérer des images stockées dans un référentiel ou en local.
Si vous sélectionnez une image à partir de votre machine locale, elle est
enregistrée dans le référentiel.
Vous pouvez également associer une info-bulle à une image.
Application
stockée
Une application stockée est un programme SAS stocké sur un serveur et
exécutable à la demande d'applications clientes telles que SAS Visual Analytics.
Le code SAS incorporé peut contenir des instructions pour l'affichage
d'éléments de rapport incluant les requêtes, les filtres avec invite, les titres, les
images et les analyses statistiques.
Carte
géographique
à bulles
Un graphique à bulles est superposé sur une carte géographique.
Une carte géographique affiche les données sous forme de superposition sur
une carte géographique.
Chaque bulle se trouve sur un emplacement géographique ou au centre d'une
zone géographique.
Les bulles sont automatiquement colorées en fonction de leur emplacement.
Vous fournissez un élément de données de mesure qui détermine la taille de la
bulle.
Une carte géographique à bulles nécessite un élément de données qui contient
des informations géographiques et est attribué à un rôle géographique.
Carte
géographique
de
coordonnées
Une carte géographique de coordonnées est un nuage de points simple
superposé sur une carte géographique.
Une carte géographique affiche les données sous forme de superposition sur
une carte géographique.
Une carte géographique de coordonnées est utilisée au lieu d'une carte
géographique à bulles quand la cardinalité est trop élevée et la carte
géographique à bulles ne peut pas afficher le nombre de points.
Chaque point d'une carte géographique de coordonnées est situé au centre

77
d'une zone géographique ou sur les coordonnées d'un emplacement.
Une carte géographique de coordonnées nécessite un élément de données qui
contient des informations géographiques et est attribué à un rôle
géographique.
Carte
géographique
à contours
Une carte géographique affiche les données sous forme de superposition sur
une carte géographique.
Une carte géographique à contours (ou carte choroplète) est une carte
bidimensionnelle utilisant des combinaisons de couleurs pour représenter
différentes catégories ou niveaux de magnitude.
Vous pouvez remplir les limites géographiques (par exemple, d'un pays ou d'un
Etat) sur une carte avec de la couleur, en fonction des valeurs de mesure qui
sont agrégées au niveau défini par une limite géographique.
Jauge
Une jauge est un indicateur de tableau de bord (également appelé indicateur
clé de performance, KPI) qui affiche l'état ou la mesure d'une ou de plusieurs
variables en relation avec une cible, un but ou un intervalle.
Les jauges sont conçues pour atteindre cet objectif en utilisant une méthode
familière pour les utilisateurs.
De nombreux objets de la vie courante utilisent des jauges, comme les voitures
et les machines.
Les jauges permettent d'afficher une quantité, un intervalle, une variable ou un
état.
Elles apparaissent souvent dans des tableaux de bord BI (Business Intelligence).
Nuage de
mots
Un nuage de mots affiche un ensemble de mots à partir d'un élément de
données alphanumériques.
Selon le type de mot-clé et vos rôles de données, la taille de chaque mot dans
le nuage peut indiquer la pertinence du mot par rapport à une rubrique, la
fréquence du mot dans une catégorie ou la valeur d'une mesure.
Chaque nuage de mots comporte un tri décroissant basé sur sa taille.

78

79
Les propriétés d’une visualisation
Une visualisation peut se configurer à l’aide de ses propriétés.
Insérer la visualisation présentant les caractéristiques suivantes :
Sélectionner la visualisation puis l’onglet « Propriétés » sur la partie droite de l’écran :
De multiples propriétés de la visualisation sont paramétrables.

80
On peut notamment intégrer un outil panoramique permettant de zoomer sur une période précise
d’une courbe d’évolution chronologique :
L’outil panoramique a le rendu suivant :

81
1 – Créer une visualisation de type série chronologique présentant les caractéristiques suivantes :
- Date de contrôle (champ Time) en abscisse,
- Mesure du TTV en ordonnée,
2 – Intégrer un zoom panoramique dans le bas de l’écran,
3 – Zoomer sur la période du milieu (fin octobre - début novembre),

82

83
Les conteneurs
Les conteneurs permettent de superposer plusieurs visualisations dans la même section d’un rapport
de reporting (sous la forme d’ascenseur vertical ou d’onglets horizontaux par exemple).
Sélectionner l’onglet « Objet » :
Choisir « Conteneur à onglets » dans la famille « Conteneurs ».

84
Insérer un histogramme que l’on va intituler « Histogramme n° 1 » :
Insérer un nuage de point en faisant un glisser déposer sur le conteneur :

85
Pour afficher l’onglet de navigation de façon plus visible, il faut modifier l’emplacement dans la partie
« Propriétés » :
L’onglet de navigation permet alors de passer d’une visualisation à l’autre :

86
1 – Créer un conteneur d’onglet,
2 – Créer un tableau croisé affichant le nombre de Wafers manipulés par scie,
3 – Intégrer le tableau dans le conteneur d’onglet,
4 – Créer un tableau croisé affichant le nombre de Wafers manipulés par four,
5 – Intégrer le tableau dans le conteneur d’onglet,
6 – Créer un tableau croisé affichant le nombre de Wafers manipulés par Bricketer,
7 – Intégrer le tableau dans le conteneur d’onglet,

87
Enrichir les
présentations
visuelles

88

89
Les filtres personnalisés
Il peut être utile de rajouter des filtres à un graphique existant pour en améliorer la lisibilité ou se
focaliser sur un sous-ensemble.
En prenant l’exemple ci-dessous, un petit triangle en bas à droite du graphique nous avertit «Aucune
donnée ne s’affiche car il y a trop de données à afficher. Filtrez vos données pour afficher les
différentes valeurs.» En effet la variable utilisée pour la durée sur l’axe des abscisses a en effet plus
de 5000 valeurs différentes.
De plus, on constate que les catégories de groupe ne sont pas affichées, elles sont en effet au
nombre de 24, elles sont trop nombreuses pour être toutes affichées.

90
Rajouter un filtre par le biais de l’onglet Filtre
On veut effectuer un filtre sur les catégories. En haut à droite, on sélectionne l’onglet « Filtre », puis
on clique sur le bouton « Ajouter un filtre »

91
Une fenêtre apparait pour définir les différentes options du filtre, son titre et la règle du filtre.

92
Sélectionner l’élément de données qui intervient dans le filtre ; une fois sélectionné, des modèles de
données sont proposés.

93
Sélectionner celui qui convient dans le filtre à l’aide d’un double-clic, ou construisez en un à l’aide
des opérateurs proposés. La formule apparait dans le cadre à droite, soit sous forme Visuelle ou sous
forme de Texte.

94
Dans ce cas précis, une liste de choix a été choisie, on sélectionne alors les valeurs que l’on veut
garder, et on finit en cliquant sur le bouton « OK » :
Le filtre créé apparait alors sous l’onglet « Filtre » :

95
Il peut être nécessaire d’actualiser le rapport à l’aide du bouton en bas à droite du graphique.
Les catégories apparaissent maintenant clairement sur le graphique, les valeurs de l’axe des abscisses
par contre n’apparaissent pas encore.

96
On peut alors réduire la période sélectionnée à l’aide des curseurs inférieurs et supérieurs.
Au final, les valeurs Date/Heure de l’axe des abscisses finissent par apparaitre avec une période plus
courte.

97
Rajouter un filtre par le biais des objets Contrôles
On veut maintenant rajouter un filtre dynamique sur la période à sélectionner, qui correspond à l’axe
des abscisses. On va utiliser un Objet Contrôle « Curseur ».
On sélectionne le Curseur et on le glisse vers la barre « Lâcher les contrôles ici pour créer une invite
pour la section ».
NB : Si on voulait que le filtre s’applique à tous les sections du rapport, on le glisserait vers la barre
« Lâcher les contrôles ici pour créer une invite pour le rapport ».

98
Le curseur apparaît à l’emplacement choisi :
Il reste à rajouter les données utilisées pour ce filtre en les sélectionnant dans la liste de données à
gauche et en les glissant vers le filtre curseur.

99
On peut alors réduire la période sélectionnée à l’aide des curseurs inférieurs et supérieurs.
Au final, les valeurs Date/Heure de l’axe des abscisses finissent par apparaitre avec une période plus
courte.

100

101
Formats conditionnels
Les formats conditionnels permettent de mettre en évidence certaines caractéristiques des données
par le biais de couleur et sur la base de règles de gestion préétablies.
Tout d’abord, réaliser une visualisation qui reprenne ces caractéristiques :
Sélectionner l’onglet « Règles d’affichage » sur la droite de l’écran :
Appuyer en suite sur le bouton Nouveau.

102
L’écran suivant s’affiche :
Sélectionner alors la case « Expression » :
Des champs complémentaires apparaissent.

103
Il faut alors créer une règle d’affichage basée sur un champ et sur une valeur que ce dernier peut
potentiellement atteindre.
Par exemple, on peut créer la règle qui permette de mettre en évidence les scies exploitant plus de
6% de la totalité des Wafers :
Cette règle d’affichage nous donnera la visualisation suivante :

104
1 – Créer un histogramme avec les caractéristiques suivantes :
- Abscisse : Fours
- Ordonnée : Pourcentage de la fréquence,
2 – Créer une nouvelle règle d’affichage sur l’histogramme,
3 – La règle d’affichage devra permettre de mettre en évidence les données suivantes :
- En bleu, les fours manipulant plus de 5% des wafers,
- En rouge, les fours manipulant moins de 5% des wafers,

105
Les styles
Il est possible de configurer l’affichage et le rendu graphique des différentes visualisations en
paramétrant les styles.
Insérer un histogramme présentant les caractéristiques suivantes :
- Abscisse : Scie,
- Ordonnée : Nombre de Wafers,
- Groupement : Position de la scie,
- Ventilation par ligne : Type de fil de la scie,

106
Le rendu graphique devrait être le suivant :
Les propriétés graphiques du rendu peuvent paramétrer par le biais de l’onglet « Styles » :

107
Le style des données permet de choisir des effets graphiques qui améliorent le rendu graphique :
Les couleurs de données permettent de choisir les couleurs d’affectation des différentes modalités
des variables discrètes :

108
1 – Créer une visualisation de type graphique à bulle avec les caractéristiques suivantes :
- Abscisse : TTV moyen,
- Ordonnée : SawEdge moyen,
- Taille : Fréquence,
- Groupe : Lingot Type,
2 – Modifier le style d’affichage afin d’avoir un rendu graphique de type « Sheen »,
3 – Modifier la couleur des données afin d’avoir la distribution suivante :
- Bleu,
- Blanc,
- Rouge,
- Noir,
4 – Configurer le niveau de transparence à 50% ;
5 – Créer une ligne de référence en rouge coupant l’axe des ordonnées de SawEdge en deux parties
d’amplitude équivalente,

109
Personnaliser les légendes
Quand on réalise un graphique, on peut choisir d’afficher ou non la légende et de décider comment
la positionner.
Cliquer sur le graphique, puis aller dans l’onglet Propriétés à droite, dérouler le menu jusqu’à la
section « Légende » :

110

111
Personnaliser les titres
Pour rajouter un titre ou un commentaire, on sélectionne « Objets », puis « Texte » dans la catégorie
« Autre ».
On glisse l’objet Texte vers la section, un rectangle vert va apparaitre pour montrer les
emplacements possibles :

112
En cliquant sur le texte inséré, on peut changer la police :

113
Insertion de ligne de référence
Pour rajouter une ligne de référence sur un graphique, cliquer sur le graphique et aller dans l’onglet
Propriétés sur la droite de l’écran :
Cliquer sur la barre « Créer une nouvelle ligne de référence » pour faire apparaitre les paramètres
possibles : libéllé, choix de l’axe, valeur, et style (couleur, type de trait et épaisseur).

114
Une fois les paramètres remplis, cliquez sur « OK », la ligne de référence apparait alors dans le
graphique avec son libellé :

115
Paramétrer des
interactions
dynamiques

116
Les interactions.
Dans Visual Analytics, plusieurs objets peuvent cohabiter dans la même section d’un rapport.
Ces objets peuvent devenir interdépendants avec le principe de « l’interaction ».
Insérer un objet de type « Liste déroulante » dans la section du rapport :

117
Lui affecter des données en sélectionnant le champ souhaité dans l’onglet « Rôles » :

118
Insérer un objet de type « Liste déroulante » dans la section du rapport :

119
Lui affecter des données en sélectionnant le champ souhaité dans l’onglet « Rôles » :
Désormais, nous allons lier les données de la liste déroulante n° 2 à la liste déroulante n° 1 en créant
ce que l’on appelle une interaction.

120
Pour cela, on sélectionne la liste déroulante n° 1 en cliquant dessus :
Dans la partie droite de l’écran, cliquer sur l’onglet intitulé « Interactions » :
Cliquer sur le bouton Nouveau :

121
Sélectionner la fonction « Nouvelle interaction » :
Choisir l’interaction « Lingot » filtre « Assemblage » à l’aide des listes déroulantes :

122
On obtient alors deux listes déroulantes interdépendantes :

123
1 – Créer une liste intitulée « Lingot » :
- Champ source : Num Lingot
- Interaction : Filtre « Assemblage »
2 – Créer une liste intitulée « Assemblage » :
- Champ source : Num Assemblage
- Interaction : Filtre « Wafer »
3 – Créer une liste intitulée « Wafer » :
- Champ source : Wafer Id
- Interaction : Filtre « Nuage de points»
4 – Créer un nuage de points :
- Abscisse : TailleX,
- Ordonnée : TailleY,

124

125
Les liens entre visualisations
En complément du chapitre « Les interactions », il est aussi possible de lier 2 graphiques ou créer une
interaction liste de valeurs et graphiques.
Lier deux graphiques
Nous avons créé 2 graphiques dans une même section et nous souhaitons les lier:

126
Aller ensuite dans « Affichage » et sélectionner « Afficher les interactions » :

127
Une nouvelle page « Vue Interactions » s’affiche avec tous les objets présents dans la section.
En pointant sur un icône/graphique, un crayon apparait. Sélectionner le 1er graphique qui servira de
filtre pour le 2e graphique sélectionné.
Appuyer alors sur le bouton droit de la souris et le maintenir appuyé tout en déplaçant la souris vers
le graphique auquel on veut relier le 1er graphique sélectionné.
Une fois le lien crée, un icône représentant un filtre apparait. Vous pouvez alors fermer cette fenêtre
à l’aide du bouton en bas à droite pour revenir sur la page avec les graphiques.

128
Maintenant, quand vous sélectionnez un sous-ensemble dans le premier graphique, le 2e graphique
est automatiquement filtré.

129
Lier une liste de choix à un graphique
Vous êtes en présence d’un graphique et d’une liste de contrôles sur la même section et vous
souhaitez les relier :

130
Procéder de la même manière qu’avec 2 graphiques en allant dans « Affichage », et sélectionner
« Afficher les interactions ».
Faire démarrer le lien de la liste en allant vers l’histogramme :
Maintenant, quand vous sélectionnez un sous-ensemble dans la liste de contrôle, le graphique est
automatiquement filtré.

131
La notion de pinceaux
Nous sommes en présence de 2 graphiques, si on sélectionne une catégorie dans un graphique, on
voudrait qu’elle soit surlignée dans le 2e graphique. Pour cela, nous allons utiliser la méthode des
pinceaux.

132
Il va falloir configurer une interaction entre les 2 objets.
Sélectionner Affichage Afficher les interactions
Sélectionner le 1er objet et garder le bouton de la souris appuyé en glissant vers le 2e objet à relier.

133
Un lien est crée avec le logo « Filtre » par défaut :
- Cliquer droit sur l’icône « Filtre »,
- Choisir « Type d’interaction »
- et sélectionner « Pinceau ».
- Pour finir, cliquer sur le bouton « Fermer » pour revenir vers les graphiques.

134
L’interaction est active, si vous cliquez sur une catégorie du diagramme circulaire, elle est alors
automatiquement surlignée dans l’histogramme.

135
Créer un paramètre.
Le paramètre permet de réaliser des invites de commande utilisateur pour dynamiser certains
champs ajustables.
Sélectionner l’onglet « Données » :
Sélectionner le menu « Créer un nouveau paramètre » par le biais du petit triangle :

136
Configurer les valeurs du paramètre :
Créer un curseur d’invite de commande dans le champ de section approprié :
Sélectionner « Curseur » dans les objets de visualisation :

137
Faire glisser le curseur à l’emplacement souhaité :
Associer le paramètre à l’objet curseur nouvellement créé :
Le curseur permet désormais de configurer le paramètre de « Dimension Hors Spec » :

138
1 – Réaliser un paramètre « Borne supérieur taille wafer»,
2 – Créer un curseur d’invite de commande lié à ce paramètre,

139
Les règles d'affichage avec paramètre
On peut combiner la création d’un paramètre (voir le chapitre Créer un paramètre p.16) et les
formats conditionnels :

140
Nous activons l’option « Afficher les marqueurs » dans l’onglet « Propriétés » en haut à droite.
Nous créons un Nouveau paramètre à l’aide du menu déroulant :

141
Remplir les options « Nom », « Valeur minimale », « Valeur maximale » et « Valeur actuelle », et
éventuellement « Type » et « Format » puis valider avec le bouton « OK ».
Dans cet exemple, le paramètre est nommé « Seuil ».

142
Créer un Objet de Contrôles « Saisie de texte » en le faisant glisser vers la zone « Lâcher les contrôles
ici pour créer une invite pour la section ».
Faire glisser le paramètre « Seuil » vers le rectangle de la Saisie de texte.

143
On clique sur le graphique et on sélectionne « Règle d’affichage » en haut à droite. Cliquer sur le
bouton « Nouveau ».
Une fenêtre s’ouvre avec 2 choix, on sélectionne alors « Expression » :
La fenêtre se déroule et propose des options à compléter, choisir le paramètre « Seuil » défini plus
haut comme « Valeur » :

144
Pour les options suivantes relatives au « Style », choisir la couleur et cocher « Graphique ».
Le graphique se met à jour, on constate que les points supérieurs au seuil = 120 000 sont maintenant
en rouge :

145
Le seuil est dynamique, on peut donc changer la valeur dans l’objet de contrôle « Saisie de texte » et
le graphique se met à jour :

146
Vous pouvez aussi choisir l’option Style « Arrière-plan » :
La partie haute du graphique supérieure au seuil aura un arrière-plan en nuance rouge :

147
Création de catégorie avec paramètre
Sur le même principe que le chapitre précédent « Paramètre avec règle d’affichage »,
On peut cette fois combiner la création d’un élément calculé (La notion de champs calculés) et les
formats conditionnels.
Nous avons une courbe et nous voulons que les valeurs supérieures à un certain seuil soient mises en
valeur avec une autre couleur. Nous voulons que le seuil soit dynamique.

148
Cette fois, nous allons créer un nouvel élément calculé sur le schéma IF RETURN ELSE à partir de la
variable utilisée en ordonnée : Order Total.
Nous créons alors une nouvelle règle d’affichage

149
Le graphique se met à jour :

150

151
Hiérarchie (application graphiques et tableaux)
Il est possible d’utiliser les hiérarchies pour un graphique.
On prend par exemple le cas où l’on veut voir une représentation des données par année, puis on
souhaite voir plus finement le détail par mois pour une année donnée.
On commence par créer une hiérarchie de dates, comme vues dans le chapitre « Les hiérarchies :

152
Choisir cette nouvelle variable Hiérarchie pour l’axe des abscisses d’un graphique.
On peut ensuite cliquer sur une des années

153
Et obtenir le détail par mois pour cette année sélectionnée :

154
On procède de la même manière avec un tableau :
Les 2 signes « + » et « » à gauche de chaque valeur pour les années permettent d’aller plus en
détail dans l’exploration.
Le signe « + » permet de développer l’année sélectionnée vers le niveau plus en détail, tout en
gardant la colonne « Year » et les autres années non développées.

155
Le signe « » permet d’explorer les données de l’année choisie en passant au niveau de détail
suivant, sans garder la colonne correspondant au niveau « année » ni les autres années non
sélectionnées.

156

157
Autres
fonctionnalités

158
Les Alertes
Il est possible de planifier des alertes en fonction des résultats.
Sélectionner la section dont va dépendre l’alerte, et sélectionner l’onglet « Alertes » à droite.
Cliquer sur l’icône « Nouvelle alerte ».

159
Une fenêtre apparait, l’onglet « Expression » permet de définir les critères de l’alerte, la colonne à
choisir et le seuil.
L’onglet « Abonnement et notification » permet de gérer la liste des abonnés à l’alerte, soit les
personnes qui vont recevoir l’alerte, et fréquence des notifications.

160

161
Imprimer en PDF
Pour créer un document au format PDF, on clique sur l’icône « Imprimer le rapport au format PDF »
en haut à gauche ou va sous « Fichier>Imprimer en PDF » :

162
Une fenêtre s’ouvre avec les options possibles pour le PDF, notamment le choix des pages à
imprimer.

163
Le document PDF est alors généré avec une page par section, on peut alors choisir de l’imprimer ou
de l’enregistrer.
Des pages supplémentaires sont rajoutées en fin de document, en cas de filtres notamment.

164

165
Exporter vers Excel
On peut exporter vers Excel un tableau simple avec un clic-droit sur le tableau en sélectionnant
ensuite « Exporter Tableau simple »
Une fenêtre va s’ouvrir pour choisir les options, sélection sur les lignes ou les colonnes :

166
Le type d’export peut aussi être sélectionné entre Export Excel (*.xlsx), Tab (*.tsv) et Coma Separated
Values (*.csv).
On valide ensuite en cliquant sur le bouton « OK », un nouvel écran nous permet de choisir « Ouvrir »
ou « Enregistrer/ Enregistrer sous ».
Il est également possible d’exporter un Tableau croisé sous Excel, les données seront disponibles
sous forme de tableau simple :

167
Il est également possible d’exporter un graphique sous Excel, les données seront disponibles sous
forme de tableau simple :
En cas de filtre, l’export conservera uniquement les données filtrées. Les données qui ont servies à
constituer le filtre ne sont pas conservées.

168

169
Exporter au format d’image
Il est possible d’exporter les tableaux sont forme d’image, dans ce cas, il faut faire un clic droit sur le
tableau et sélectionner « Exporter une image » dans la liste déroulante.
On procède de la même manière pour exporter sous forme d’image un graphique.

170

171
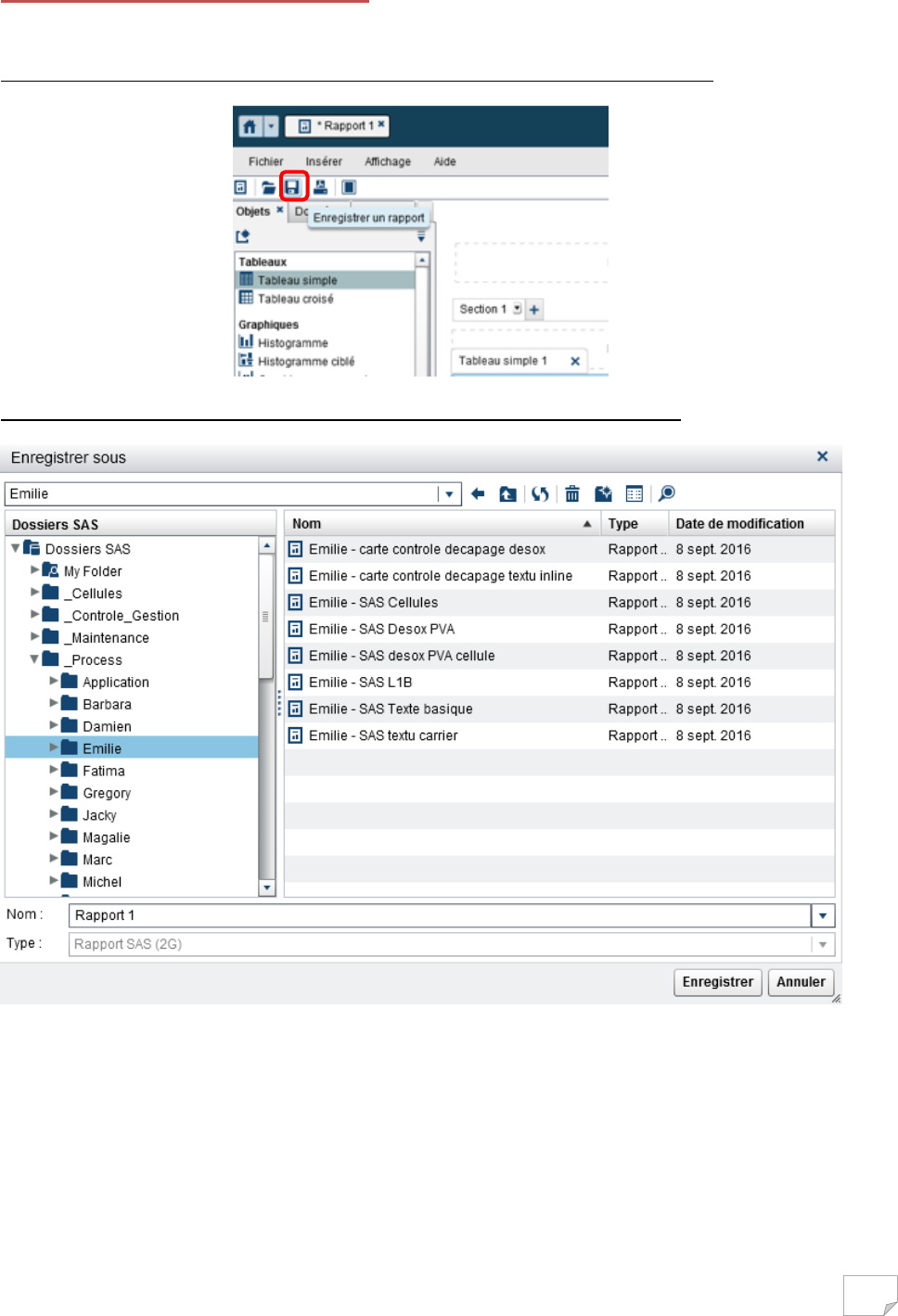
Sauvegarder un rapport
En haut à gauche, l’icône « Enregistrer un rapport » permet de sauvegarder le rapport.
La première sauvegarde permet de définir le nom du rapport et son emplacement.
Il est important de sauvegarde régulièrement car il n’y a pas de sauvegarde automatique mise en
place.

172