H.264 Encoder 2.0 On HDVICP2 And Media Controller Based Platform User’s Guide H264 User
User Manual:
Open the PDF directly: View PDF
.
Page Count: 256 [warning: Documents this large are best viewed by clicking the View PDF Link!]

H.264 Encoder 2.0 on HDVICP2 and
Media Controller Based Platform
User’s Guide
Literature Number: SPRUHG3
March 2015
This page is intentionally left blank

IMPORTANT
NOTICE
Texas Instruments Incorporated and its subsidiaries (TI) reserve the right to make corrections, enhancements, improvements and other
changes to its semiconductor products and services per JESD46, latest issue, and to discontinue any product or service per JESD48, latest
issue. Buyers should obtain the latest relevant information before placing orders and should verify that such information is current and
complete. All semiconductor products (also referred to herein as “components”) are sold subject to TI’s terms and conditions of sale supplied
at the time of order acknowledgment.
TI warrants performance of its components to the specifications applicable at the time of sale, in accordance with the warranty in TI’s terms
and conditions of sale of semiconductor products. Testing and other quality control techniques are used to the extent TI deems necessary to
support this warranty. Except where mandated by applicable law, testing of all parameters of each component is not necessarily performed.
TI assumes no liability for applications assistance or the design of Buyers’ products. Buyers are responsible for their products and
applications using TI components. To minimize the risks associated with Buyers’ products and applications, Buyers should provide
adequate design and operating safeguards.
TI does not warrant or represent that any license, either express or implied, is granted under any patent right, copyright, mask work right, or
other intellectual property right relating to any combination, machine, or process in which TI components or services are used. Information
published by TI regarding third-party products or services does not constitute a license to use such products or services or a warranty or
endorsement thereof. Use of such information may require a license from a third party under the patents or other intellectual property of the
third party, or a license from TI under the patents or other intellectual property of TI.
Reproduction of significant portions of TI information in TI data books or data sheets is permissible only if reproduction is without alteration
and is accompanied by all associated warranties, conditions, limitations, and notices. TI is not responsible or liable for such altered
documentation. Information of third parties may be subject to additional restrictions.
Resale of TI components or services with statements different from or beyond the parameters stated by TI for that component or service
voids all express and any implied warranties for the associated TI component or service and is an unfair and deceptive business practice.
TI is not responsible or liable for any such statements.
Buyer acknowledges and agrees that it is solely responsible for compliance with all legal, regulatory and safety-related requirements
concerning its products, and any use of TI components in its applications, notwithstanding any applications-related information or
support that
may be provided by TI. Buyer represents and agrees that it has all the necessary expertise to create and implement safeguards which
anticipate dangerous consequences of failures, monitor failures and their consequences, lessen the likelihood of failures that might cause
harm and take appropriate remedial actions. Buyer will fully indemnify TI and its representatives against any damages arising out of the use of
any TI components in safety-critical applications.
In some cases, TI components may be promoted specifically to facilitate safety-related applications. With such components, TI’s goal is to
help enable customers to design and create their own end-product solutions that meet applicable functional safety standards and
requirements. Nonetheless, such components are subject to these terms.
No TI components are authorized for use in FDA Class III (or similar life-critical medical equipment) unless authorized officers of the parties
have executed a special agreement specifically governing such use.
Only those TI components which TI has specifically designated as military grade or “enhanced plastic” are designed and intended for use in
military/aerospace applications or environments. Buyer acknowledges and agrees that any military or aerospace use of TI
components
which
have not been so designated is solely at the Buyer's risk, and that Buyer is solely responsible for compliance with all legal and regulatory
requirements in connection with such use.
TI has specifically designated certain components as meeting ISO/TS16949 requirements, mainly for automotive use. In any case of use of
non-designated products, TI will not be responsible for any failure to meet ISO/TS16949.
Products Applications
Audio www.ti.com/audio Automotive and Transportation www.ti.com/automotive
Amplifiers amplifier.ti.com Communications and Telecom www.ti.com/communications
Data Converters dataconverter.ti.com Computers and Peripherals www.ti.com/computers
DLP® Products www.dlp.com Consumer Electronics www.ti.com/consumer-apps
DSP dsp.ti.com Energy and Lighting www.ti.com/energy
Clocks and Timers www.ti.com/clocks Industrial www.ti.com/industrial
Interface interface.ti.com Medical www.ti.com/medical
Logic logic.ti.com Security www.ti.com/security
Power Mgmt power.ti.com Space, Avionics and Defense www.ti.com/space-avionics-defense
Microcontrollers microcontroller.ti.com Video and Imaging www.ti.com/video
RFID www.ti-rfid.com
OMAP Applications Processors www.ti.com/omap TI E2E Community e2e.ti.com
Wireless Connectivity www.ti.com/wirelessconnectivity
Mailing Address: Texas Instruments, Post Office Box 655303, Dallas, Texas 75265
Copyright © 2014, Texas Instruments
Incorporated
This page is intentionally left blank

i
Preface
Read This First
About This Manual
This document describes how to install and work with Texas Instruments’ (TI) H.264
Encoder implementation on the HDVICP2 and Media Controller Based Platform. It also
provides a detailed Application Programming Interface (API) reference and information on
the sample application that accompanies this component.
TI’s codec implementations are based on the eXpressDSP Digital Media (XDM) standard.
XDM is an extension of the eXpressDSP Algorithm Interface Standard (XDAIS).
Intended Audience
This document is intended for system engineers who want to integrate TI’s codecs with other
software to build a multimedia system based on the HDVICP2 and Media Controller Based
Platform.
This document assumes that you are fluent in the C language, have a good working
knowledge of Digital Signal Processing (DSP), digital signal processors, and DSP
applications. Good knowledge of eXpressDSP Algorithm Interface Standard (XDAIS) and
eXpressDSP Digital Media (XDM) standard will be helpful.
How to Use This Manual
This document includes the following chapters:
Chapter 1 - Introduction, provides a brief introduction to the XDAIS and
XDM standards. It also provides an overview of the codec and lists its
supported features.
Chapter 2 - Installation Overview, describes how to install, build, and run
the codec.
Chapter 3 - Sample Usage, describes the sample usage of the codec.
Chapter 4 - API Reference, describes the data structures and interface
functions used in the codec.
Chapter 5 - Frequently Asked Questions, provides answers to few
frequently asked questions related to using this encoder.
Appendix A - Meta Data Support, explains the meta data support by
encoder.
Appendix B - Control for Configurable NALU, explains the configurable
NAL unit support by encoder.

Read This First
ii
Appendix C - Control for User Defined Scaling Matrices, explains the
mechanism of supporting user defined scaling matrices.
Appendix D - Motion Vector and SAD Access API, describes the method
to access MV and SAD (Analytic Information) data dumped by the encoder.
Appendix E – Debug Trace Support, describes the method to use H.264
encoder debug and trace mechanism.
Appendix F – Picture Format, describes the different format of
uncompressed video, which are supported by encoder and the constraints
Appendix G – Low Latency / Sub Frame Level Synchronization,
describes the method to achieve ultra low latency on the input and output
side of video encoder.
Appendix H – Long Term Reference Picture Schemes, describes the
method to get long-term reference picture schemes to get error resilient
compressed bit-stream.
Appendix I – Hierarchical P Structure Coding Scheme, describes the
method of Hierarchical P structure coding scheme to get bit-stream which
has flexibility to have a scalable bitstream in terms of bitrate and framerate
without adding any additional dealy.
Appendix J – Mapping of Encoding Presets, describes the method to use
extended parameters values that user need to set to meet the exact
behaviour of a particular encoding preset
Appendix K – Region of Interest Encoding, describes the method to
enable and use the Region of Interest feature.
Appendix L – Watermarking SEI Message, provides information on the
support for watermarking in this encoder
Appendix M – N Frame Process Call Support, describes the usage of N
frame processing in single process call.
Appendix N – Rate Control - High Fidelity Variable Bitrate, provides an
insight to the High Fidelity Variable Bitrate (HF-VBR) Rate Control details of
the encoder.
Appendix O – Gradual Decoder Refresh (GDR) - an Error resilience
Feature, provides a brief understanding usage details of GDR.
Related Documentation From Texas Instruments
The following documents describe TI’s DSP algorithm standards such as, XDAIS and XDM.
To obtain a copy of any of these TI documents, visit the Texas Instruments website at
www.ti.com.
TMS320 DSP Algorithm Standard Rules and Guidelines (literature number
SPRU352) defines a set of requirements for DSP algorithms that, if followed,
allow system integrators to quickly assemble production-quality systems
from one or more such algorithms.

Read This First
iii
TMS320 DSP Algorithm Standard API Reference (literature number
SPRU360) describes all the APIs that are defined by the TMS320 DSP
Algorithm Interface Standard (also known as XDAIS) specification.
Technical Overview of eXpressDSP - Compliant Algorithms for DSP
Software Producers (literature number SPRA579) describes how to make
algorithms compliant with the TMS320 DSP Algorithm Standard which is
part of TI’s eXpressDSP technology initiative.
Using the TMS320 DSP Algorithm Standard in a Static DSP System
(literature number SPRA577) describes how an eXpressDSP-compliant
algorithm may be used effectively in a static system with limited memory.
Using IRES and RMAN Framework Components for C64x+ (literature
number SPRAAI5), describes the IRES interface definition and function
calling sequence.
eXpressDSP Digital Media (XDM) Standard API Reference (literature
number SPRUEC8)
Related Documentation
You can use the following documents to supplement this user guide:
ISO/IEC 11172-2 Information Technology -- Coding of moving pictures and
associated audio for digital storage media at up to about 1.5Mbits/s -- Part 2:
Video (MPEG-1 video standard)
ITU-T Rec. H.264 | ISO/IEC 14496-10 AVC - Draft ITU-T Recommendation
and Final Draft International Standard of Joint Video Specification

Read This First
iv
Abbreviations
The following abbreviations are used in this document.
Table 1-1. List of Abbreviations
Abbreviation
Description
AIR
Adaptive Intra Fresh
API
Application Programming Interface
AVC
Advanced Video Coding
BP
Base Profile
CAVLC
Context Adaptive Variable Length Coding
CIF
Common Intermediate Format
COFF
Common Object File Format
DMA
Direct Memory Access
DMAN3
DMA Manager
DSP
Digital Signal Processing
EVM
Evaluation Module
GDR
Gradual Decoder Refresh
GOP
Group Of Pictures
HEC
Header Extension Code
HPI
Half Pixel Interpolation
IDR
Instantaneous Decoding Refresh
IRES
Interface for Resources
LTRP
Long Term Reference Picture
NAL
Network Abstraction Layer
PPS
Picture Parameter Set
QCIF
Quarter Common Intermediate Format
QP
Quantization Parameter
QVGA
Quarter Video Graphics Array
RMAN
Resource Manager

Read This First
v
Abbreviation
Description
SPS
Sequence Parameter Set
SQCIF
Sub Quarter Common Intermediate Format
SVC
Scalable Video Coding
VGA
Video Graphics Array
XDAIS
eXpressDSP Algorithm Interface Standard
XDM
eXpressDSP Digital Media
Text Conventions
The following conventions are used in this document:
Text inside back-quotes (‘‘) represents pseudo-code.
Program source code, function and macro names, parameters, and
command line commands are shown in a mono-spaced font.
Product Support
When contacting TI for support on this codec, quote the product name (H.264 Encoder on
HDVICP2 and Media Controller Based Platform) and version number. The version number of
the codec is included in the Title of the Release Notes that accompanies this codec.
Trademarks
Code Composer Studio, DSP/BIOS, eXpressDSP, TMS320, TMS320C64x, TMS320C6000,
TMS320DM644x, and TMS320C64x+ are trademarks of Texas Instruments.
All trademarks are the property of their respective owners.

vi
This page is intentionally left blank

0-1
Contents
H.264 Encoder 2.0 on HDVICP2 and Media Controller Based Platform ........................ 1
Read This First .................................................................................................................. i
About This Manual....................................................................................................... i
Intended Audience....................................................................................................... i
How to Use This Manual.............................................................................................. i
Related Documentation From Texas Instruments ....................................................... ii
Related Documentation ............................................................................................. iii
Abbreviations ............................................................................................................. iv
Text Conventions ....................................................................................................... v
Product Support ......................................................................................................... v
Trademarks ................................................................................................................ v
Contents ........................................................................................................................... 1
Introduction ...................................................................................................................... 1
1.1 Overview of XDAIS, XDM, and IRES .................................................................. 2
1.1.1 XDAIS Overview ................................................................................................... 2
1.1.2 XDM Overview ...................................................................................................... 2
1.1.3 IRES Overview ...................................................................................................... 3
1.2 Overview of H.264 Encoder ............................................................................... 4
1.3 Supported Services and Features ....................................................................... 6
Installation Overview ....................................................................................................... 1
2.1 System Requirements......................................................................................... 2
2.1.1 Hardware .............................................................................................................. 2
2.1.2 Software ................................................................................................................ 2
2.2 Installing the Component .................................................................................... 2
2.3 Before Building the Sample Test Application ...................................................... 7
2.3.1 Installing Framework Component (FC) ................................................................. 7
2.3.2 Installing HDVICP2 library .................................................................................... 7
2.4 Building and Running the Sample Test Application ............................................. 8
2.5 Configuration Files .............................................................................................. 8
2.5.1 Encoder Configuration File ................................................................................... 9
2.6 Standards Conformance and User-Defined Inputs ............................................ 10
2.7 Uninstalling the Component .............................................................................. 11
Sample Usage .................................................................................................................. 1
3.1 Overview of the Test Application ......................................................................... 2
3.1.1 Parameter Setup ................................................................................................... 2
3.1.2 Algorithm Instance Creation and Initialization ...................................................... 2
3.1.3 Process Call .......................................................................................................... 3
3.1.4 Algorithm Instance Deletion .................................................................................. 4
3.2 Frame Buffer Management ................................................................................. 5
3.2.1 Input Frame Buffer ................................................................................................ 5
3.2.2 Frame Buffer Format............................................................................................. 5
3.2.3 Address Translations ............................................................................................ 5
3.3 Handshaking Between Application and Algorithm ............................................... 6
API Reference ................................................................................................................... 1

Contents
0-2
4.1 Symbolic Constants and Enumerated Data Types .............................................. 2
4.2 Data Structures ................................................................................................. 50
4.2.1 Common XDM Data Structures .......................................................................... 50
4.2.2 H.264 Encoder Data Structures .......................................................................... 72
4.3 Default and Supported Values of Parameters ................................................. 107
4.4 Interface Functions ......................................................................................... 123
4.4.1 Creation APIs .................................................................................................... 124
4.4.2 Initialization API ................................................................................................ 126
4.4.3 Control API ........................................................................................................ 127
4.4.4 Data Processing API ......................................................................................... 129
4.4.5 Termination API ................................................................................................ 137
Frequently Asked Questions ........................................................................................... 1
5.1 Release Package ................................................................................................ 1
5.2 Code Build and Execution ................................................................................... 1
5.3 Issues with Tools/FC Version .............................................................................. 1
5.4 Algorithm Related ............................................................................................... 2
5.5 Trouble Shooting ................................................................................................ 8
Meta Data Support ........................................................................................................... 1
A.1 Control Parameter to Enable/Disable Metadata .................................................. 2
A.2 Format of meta data ........................................................................................... 2
A.3 Steps to enable a meta data with Example ......................................................... 3
Control for Configurable NALU ....................................................................................... 1
B.1 Position in Video Sequence ................................................................................ 2
B.2 NAL Units in H.264 Video Sequence .................................................................. 2
B.3 Control masks ..................................................................................................... 2
B.4 End of Sequence Identification ........................................................................... 4
B.5 Erroneous Situations .......................................................................................... 4
Control for User Defined Scaling Matrices ..................................................................... 5
C.1 Creation Time ..................................................................................................... 5
C.2 Control Time ....................................................................................................... 6
C.3 Process level ...................................................................................................... 6
Motion Vector and SAD Access API ............................................................................... 9
D.1 Description .......................................................................................................... 9
D.2 Example Usage ................................................................................................ 13
Debug Trace Support ....................................................................................................... 1
E.1 Debug Trace design in Encoder .......................................................................... 1
Picture format ................................................................................................................... 1
F.1 NV12 Chroma Format ........................................................................................ 1
F.2 Progressive and Interlaced Format ..................................................................... 2
F.3 Constraints on Parameters ................................................................................. 4
Low Latency / Sub Frame Level Synchronization .......................................................... 1
G.1 Description .......................................................................................................... 1
G.2 H.264 Encoder Input with sub frame level synchronization ................................. 1
G.3 H.264 Encoder Output with sub frame level synchronization............................... 3
Long Term Reference Picture Schemes ......................................................................... 1
H.1 Description .......................................................................................................... 1
H.2 Supported Schemes and Usage ......................................................................... 1
Hierarchical P structure Coding Scheme ....................................................................... 1
I.1 Description .......................................................................................................... 1
I.2 Supported Schemes and Usage ......................................................................... 1
I.3 Comparison of Referencing scheme ................................................................... 2

Contents
0-3
Mapping of Encoding Presets ......................................................................................... 1
J.1 Description: ......................................................................................................... 1
Region of Interest Encoding ............................................................................................ 1
K.1 Description .......................................................................................................... 1
K.2 Usage of ROI feature .......................................................................................... 1
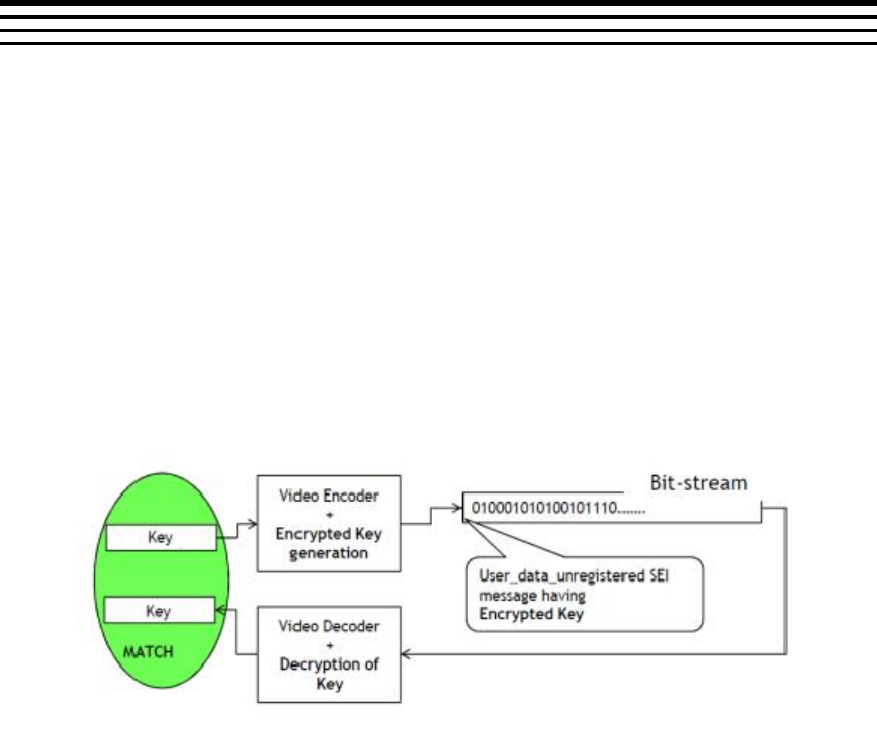
Watermarking SEI Message ............................................................................................. 1
L.1 Brief Description ................................................................................................. 1
L.2 Usage of watermarking feature ........................................................................... 2
L.3 Watermarking utilization with non-TI decoder ..................................................... 3
N Frame Process Call Support ........................................................................................ 1
M.1 Max value of numChannels (N): .......................................................................... 1
M.2 Limitations when using N channel frame processing: .......................................... 1
M.3 XDM interface for Multi Channel process call ...................................................... 2
M.4 Steps to achieve N frame processing in single process call ................................ 3
Rate Control - High Fidelity Variable Bitrate .................................................................. 1
N.1 Description .......................................................................................................... 1
N.2 Parameters & Configuration ................................................................................ 2
N.3 How to specify RC mode .................................................................................... 3
Gradual Decoder Refresh (GDR)- an Error resilience Feature ...................................... 1
O.1 Description .......................................................................................................... 1
O.2 Parameters and Configuration ............................................................................ 2

Contents
0-4
This page is intentionally left blank

Contents
0-5
Figures
Figure 1-1. IRES Interface Definition and Function Calling Sequence. ........................ 4
Figure 1-2. Working of H.264 Video Encoder ................................................................. 5
Figure 2-1. Component Directory Structure ................................................................... 3
Figure 3-1. Process Call with Host Release ................................................................... 3
Figure 3-2. Interaction Between Application and Codec ............................................... 6
Figure 4-1. IVIDEO2_BufDesc With Associated Parameters. ...................................... 56
Figure D-1. Data format of Analytic Information in case of P frame/field. .................. 11
Figure D-2. Data format of Analytic Information in case of two P fields. ................... 12
Figure D-3. Data format of Analytic Information in case of B frame/field ................... 12
Figure D-4. Data format of Analytic Information in case of two B fields. ................... 12
Figure D-5. MV and SAD data dump by codec in case of progressive B frames. ...... 13
Figure H-1. Marking of Long Term reference picture ..................................................... 2
Figure H-2. Long term referencing to I/IDR - 2 way video transmission system. ........ 2
Figure H-3. Proactive Long term Referencing. ............................................................... 3
Figure H-4.GOP structure in LTRP. ................................................................................. 4
Figure H-5. Reactive Long term Referencing - 2 way video transmission system. ..... 6
Figure I-1. Hierarchical P structure coding for Temporal Layer 4 with layer numbers 1
Figure I-2. Hierarchical P structure coding for Temporal Layer 4 with MMCO
Commands ................................................................................................................ 2
Figure L-1. WaterMarking Mechanism ............................................................................ 1
Figure N-1. Graph representing HF-VBR reaction to the video complexity. ................ 1
Figure O-1. GDR Schemes. .............................................................................................. 1

Contents
0-6
This page is intentionally left blank

Contents
0-7
Tables
Table 1-1. List of Abbreviations .................................................................................. 0-iv
Table 2-1. Component Directories ............................................................................... 2-4
Table 4-1. List of Enumerated Data Types ................................................................... 4-2
Table 4-2. H264 Encoder Specific Enumerated Data Types. .................................... 4-13
Table 4-3. H264 Encoder Constants ........................................................................... 4-29
Table 4-4. H.264 Encoder Error Statuses ................................................................... 4-30
Table 4-5. H.264 Encoder Extended Error Statuses .................................................. 4-33
Table 4-6. Default and Supported Values for IVIDENC2_Params ........................... 4-107
Table 4-7. Default and Supported Values for IVIDENC2_DynamicParams ............ 4-109
Table 4-8. Default and Supported Values for IH264ENC_RateControlParams ...... 4-110
Table 4-9. Default and Supported Values for IH264ENC_InterCodingParams ...... 4-112
Table 4-10. Default and Supported Values for IH264ENC_IntraCodingParams .... 4-113
Table 4-11. Default and Supported Values for IH264ENC_NALUControlParams .. 4-115
Table 4-12. Default and Supported Values for IH264ENC_SliceCodingParams .... 4-115
Table 4-13. Default and Supported Values for IH264ENC_LoopFilterParams ....... 4-116
Table 4-14. Default and Supported Values for IH264ENC_FMOCodingParams .... 4-116
Table 4-15. Default and Supported Values for IH264ENC_VUICodingParams ...... 4-117
Table 4-16. Default and Supported Values for IH264ENC_StereoInfoParams ....... 4-118
Table 4-17. Default and Supported Values for IH264ENC_FramePackingSEIParams 4-
118
Table 4-18. Default and Supported Values for IH264ENC_SVCCodingParams ..... 4-118
Table 4-19. Default and Supported Values for IH264ENC_Params ........................ 4-119
Table 4-20. Default and Supported Values for IH264ENC_DynamicParams ......... 4-122
Table 21 Creation time parameter related to sub frame level data communication for
input data of video encoder .................................................................................. 5-1
Table 22 Dynamic parameters related to sub frame level data communication for
input data of video encoder .................................................................................. 5-2
Table 23 Handshake parameters related to sub frame level data communication for
input data of video encoder .................................................................................. 5-2
Table 24 Creation time parameter related to sub frame level data communication for
output data of video encoder................................................................................ 5-3
Table 25 Dynamic parameters related to sub frame level data communication for
output data of video encoder................................................................................ 5-4
Table 26 Dynamic parameters related to accept partial buffer for output bit-stream . 5-
6
Table 27 Handshake parameters related to accept partial buffer for output bit-stream
5-7
Table 28 Handshake parameters related to sub frame level data communication for
output data of video encoder (outputDataMode = IVIDEO_SLICEMODE) ......... 5-9
Table 29 Handshake parameters related to sub frame level data communication for
output data of video encoder (outputDataMode = IVIDEO_FIXEDLENGTH) .... 5-10
Table 30 Prameter Mapping for various encoding presets ........................................ 5-3
Table 31 : Maximum number of channels supported for various resolutions .......... 5-1

Contents
0-8
This page is intentionally left blank

1-1
Chapter 1
Introduction
This chapter provides a brief introduction to XDAIS and XDM. It also provides an overview of
TI’s implementation of the H.264 Encoder on the HDVICP2 and Media Controller Based
Platform and its supported features.
Topic Page
1.1 Overview of XDAIS, XDM, and IRES
1-2
1.2 Overview of H.264 Encoder
1-4
1.3 Supported Services and Features
1-6

Introduction
1-2
1.1 Overview of XDAIS, XDM, and IRES
TI’s multimedia codec implementations are based on the eXpressDSP Digital Media (XDM)
standard. XDM is an extension of the eXpressDSP Algorithm Interface Standard (XDAIS).
IRES is the interface for management and utilization of special resource types such as
hardware accelerators, certain types of memory, and DMA. This interface allows the client
application to query and provide the algorithm its requested resources.
1.1.1 XDAIS Overview
An eXpressDSP-compliant algorithm is a module that implements the abstract interface
IALG. The IALG API takes the memory management function away from the algorithm and
places it in the hosting framework. Thus, an interaction occurs between the algorithm and the
framework. This interaction allows the client application to allocate memory for the algorithm
and also share memory between algorithms. It also allows the memory to be moved around
while an algorithm is operating in the system. In order to facilitate these functionalities, the
IALG interface defines the following APIs:
algAlloc()
algInit()
algActivate()
algDeactivate()
algFree()
The algAlloc() API allows the algorithm to communicate its memory requirements to the
client application. The algInit() API allows the algorithm to initialize the memory allocated
by the client application. The algFree() API allows the algorithm to communicate the
memory to be freed when an instance is no longer required.
Once an algorithm instance object is created, it can be used to process data in real-time. The
algActivate() API provides a notification to the algorithm instance that one or more
algorithm processing methods is about to be run zero or more times in succession. After the
processing methods have been run, the client application calls the algDeactivate() API
prior to reusing any of the instance’s scratch memory.
The IALG interface also defines three more optional APIs algControl(), algNumAlloc(),
and algMoved(). For more details on these APIs, see TMS320 DSP Algorithm Standard API
Reference (literature number SPRU360).
1.1.2 XDM Overview
In the multimedia application space, you have the choice of integrating any codec into your
multimedia system. For example, if you are building a video encoder system, you can use
any of the available video encoders (such as MPEG4, H.263, or H.264) in your system. To
enable easy integration with the client application, it is important that all codecs with similar
functionality use similar APIs. XDM was primarily defined as an extension to XDAIS to
ensure uniformity across different classes of codecs (for example audio, video, image, and
speech). The XDM standard defines the following two APIs:
control()
process()

Introduction
1-3
The control() API provides a standard way to control an algorithm instance and receive
status information from the algorithm in real-time. The control() API replaces the
algControl() API defined as part of the IALG interface. The process() API does the
basic processing (encode/decode) of data.
Apart from defining standardized APIs for multimedia codecs, XDM also standardizes the
generic parameters that the client application must pass to these APIs. The client application
can define additional implementation specific parameters using extended data structures.
The following figure depicts the XDM interface to the client application.
As depicted in the figure, XDM is an extension to XDAIS and forms an interface between the
client application and the codec component. XDM insulates the client application from
component-level changes. Since TI’s multimedia algorithms are XDM compliant, it provides
you with the flexibility to use any TI algorithm without changing the client application code.
For example, if you have developed a client application using an XDM-compliant MPEG4
video encoder, then you can easily replace MPEG4 with another XDM-compliant video
encoder, say H.263, with minimal changes to the client application.
For more details, see eXpressDSP Digital Media (XDM) Standard API Reference (literature
number SPRUEC8).
1.1.3 IRES Overview
IRES is a generic, resource-agnostic, extendible resource query, initialization and activation
interface. The application framework defines, implements, and supports concrete resource
interfaces in the form of IRES extensions. Each algorithm implements the generic IRES
interface, to request one or more concrete IRES resources. IRES defines standard interface
functions that the framework uses to query, initialize, activate/deactivate and reallocate
concrete IRES resources. To create an algorithm instance within an application framework,
the algorithm and the application framework agrees on the concrete IRES resource types
that are requested. The framework calls the IRES interface functions, in addition to the IALG
functions, to perform IRES resource initialization, activation, and deactivation.
The IRES interface introduces support for a new standard protocol for cooperative
preemption, in addition to the IALG-style non-cooperative sharing of scratch resources. Co-
Client Application
XDAIS Interface (IALG)
TI’s Codec Algorithms
XDM Interface

Introduction
1-4
operative preemption allows activated algorithms to yield to higher priority tasks sharing
common scratch resources. Framework components include the following modules and
interfaces to support algorithms requesting IRES-based resources:
IRES - Standard interface allowing the client application to query and
provide the algorithm with its requested IRES resources.
RMAN - Generic IRES-based resource manager, which manages and
grants concrete IRES resources to algorithms and applications. RMAN uses
a new standard interface, the IRESMAN, to support run-time registration of
concrete IRES resource managers.
Client applications call the algorithm’s IRES interface functions to query its concrete IRES
resource requirements. If the requested IRES resource type matches a concrete IRES
resource interface supported by the application framework, and if the resource is available,
the client grants the algorithm logical IRES resource handles representing the allotted
resources. Each handle provides the algorithm with access to the resource as defined by the
concrete IRES resource interface.
IRES interface definition and function-calling sequence is depicted in the following figure. For
more details, see Using IRES and RMAN Framework Components for C64x+ (literature
number SPRAAI5).
Figure 1-1. IRES Interface Definition and Function Calling Sequence.
For more details, see Using IRES and RMAN Framework Components for C64x+ (literature
number SPRAAI5).
1.2 Overview of H.264 Encoder
H.264 is the latest video compression standard from the ITU-T Video Coding Experts Group
and the ISO/IEC Moving Picture Experts Group. H.264 provides greater compression ratios
at a very low bit-rate. The new advancements and greater compression ratios available at a
very low bit- rate has made devices ranging from mobile and consumer electronics to set-top
boxes and digital terrestrial broadcasting to use the H.264 standard. Figure 1-2 depicts the
working of the H264 Encoder algorithm.

Introduction
1-5
Figure 1-2. Working of H.264 Video Encoder
H.264 encoder implementation on HDVICP2 and Media Controller based platform has two
parts:
Core part of the encoding, which includes all frame and slice level operation
and core-encoding algorithm. This part is implemented on HDVICP2 sub-
system
Interface part of the encoder, which interacts with application and system
software. This part is implemented on Media Controller. All the interfaces to
query algorithm resource needs belongs to this part. This part of the video
codec is exposed to system software and core part is hidden.
Interface part of the video codec communicates with core part of video codec with private
IPC defined in codec software through mailbox.
Framework Components (FC) and Codec
Engine (CE)
RMAN
Callback to make non blocking API
IRES
XDAIS and XDM
Video Codec
(ARM Part)
CSL / HDVICP2 L0 API
Codec Topology and Hardware Mode Settings (L2 API)
ECD3, CALC3, MC3, ILF3
Abstraction for VDMA, SB, SBH, LSE
Slice/Frame
Level Operation
Buffer
Management
Mode
Decisions
Rate Control
Video Codec
(HDVICP2 Part)
Codec Software Stack
HDVICP2 L1 API
Frame Start
Frame End
IPC
IPC
Private and
Generic IPC
Inside
Codec
Software
Media Controller
ICONT1
ICONT2
Media Controller sub-system
HDVICP2 sub-system
Hardware Layer

Introduction
1-6
1.3 Supported Services and Features
This user guide accompanies TI’s implementation of H.264 Encoder on the HDVICP2 and
Media Controller Based Platform.
This version of the codec has the following supported features of the standard:
Supports H.264 baseline, high and main profile up to level 5.1
Supports arbitrary resolution from 96x80 to 4352 x 4096. Encoder should be
created with appropriate level – for example, Level 5.1 for 4096x2048.
Supports stereoscopic SEI for 3D video coding
Supports B frame encoding
Supports progressive and interlaced coding with different controls such as
ARF (Adaptive Reference Field), MRF (Most recent Reference Field), and
SPF (Same parity Reference Field)
Supports multiple Scaling Matrix Preset and User Defined Scaling Matrices
Supports Region of Interest (ROI) encoding along with privacy masking
capability. Maximum number of regions supported is 36
Supports SVC Temporal scalability and Hierarchical-P coding with maximum
of 4 temporal layers
Supports Hierarchical-P field based interlaced coding with different controls
such as MRF (Most Recent Reference Field) and SPF (Same parity
reference field) with maximum of 4 temporal layers
Supports Multi frame processing capability in single process call
Supports watermarking of encoded data for tamper detection.
Supports different error resilient features like Gradual Decoder refresh, Long
term Reference picture Encoding, Cyclic intra refresh mechanism,
constrained intra prediction.
Supports H264 Lite configuration(High Speed preset ) for Higher
performance
Supports long term reference frame and allows user to force referencing to
long term reference frame at frame level to improve error resilience
capability
Supports insertion of IDR frame at random point with forceFrame control
Supports user controlled partition size till 8x8 block for inter prediction
Supports all user controlled POC types: 0, 1 and 2
Supports low latency features – sub frame level synchronization for input
and output. Output data synchronization is based upon slices and fixed
length of bit-stream and input data synchronization is based on MB rows.
Supports change of resolution, frame rate, bit rate and a lot of other
parameters dynamically

Introduction
1-7
Supports TI propriety rate control for storage and low delay devices with
finer control of quantization parameter range, initial Quantization Parameter,
HRD Buffer Size, max and min Pic Size, Partial Frame Skip, MB level
perceptual Rate control and expensive coefficients threshold
Supports masks to insert user controlled NALU at different access points in
the sequence
Supports Encoding SEI messages containing GMV and RefIdx information
to enable closed loop decoder
Supports forcing a frame or field pair with all macroblocks as skipped
Supports multiple slices per picture based upon number of macroblocks in
each slice or sliceStartOffset
Supports multiple slices per picture based upon number of bytes per slice for
H.241 based MTU packetization
Supports H.241 defined RCDO profile and staticMbCount exposure
Supports user controlled in-loop filtering
Supports exposure of Analytic Info – SAD and motion vector
Supports image width and height that are multiple or non-multiple of 16
Supports user controlled quarter-pel interpolation and integer pel for motion
estimation
Supports unrestricted motion vector search that allows motion vectors to be
outside the frame boundary
Supports user controlled all intra modes (4x4, 16x16, and 8x8)
Supports user controlled constraint set flags
Supports 8x8 and 4x4 transform size
Supports user controlled IDR frequency control
Supports buffering period, timing_info, stereo video info SEI and user
defined SEI
Supports control to have Bottom field first for interlaced coding
Supports control to have Bottom field Inter or Intra for interlaced coding
Supports user configurable Group of Pictures (GOP) length and different
GOP structures: Non-Uniform (IBBP) and Uniform (BBIBBP)
Supports control to enable/disable skip MB
Supports capability to generating only headers

Introduction
1-8
The other explicit features that TI’s H.264 Encoder supports are
eXpressDSP Digital Media (XDM IVIDENC2) interface compliant
Supports multi-channel functionality
Supports booting of HDVICP2
Implements different power optimization schemes
Supports YUV 420 semi-planar color subsampling format
Independent of any operating system
Ability to get plugged in any multimedia frameworks (eg. Codec Engine,
OpenMax, GStreamer, etc)

2-1
Chapter 2
Installation Overview
This chapter provides a brief description on the system requirements and instructions for
installing the codec component. It also provides information on building and running the
sample test application.
Topic Page
2.1 System Requirements
2-2
2.2 Installing the Component
2-2
2.3 Before Building the Sample Test Application
2-7
2.4 Building and Running the Sample Test Application
2-8
2.5 Configuration Files
2-8
2.6 Standards Conformance and User-Defined Inputs
2-10
2.7 Uninstalling the Component
2-11

Installation Overview
2-2
2.1 System Requirements
This section describes the hardware and software requirements for the normal functioning of
the codec component.
2.1.1 Hardware
This codec has been built and tested on the HDVICP2 and Media Controller Based Platform.
2.1.2 Software
The following are the software requirements for the normal functioning of the codec:
Development Environment: This project is developed using Code
Composer Studio (Code Composer Studio v4) version 4.2.0.09000.
http://software-
dl.ti.com/dsps/dsps_registered_sw/sdo_ccstudio/CCSv4/Prereleases/setup
_CCS_4.2.0.09000.zip
Code Generation Tools: This project is compiled, assembled, archived,
and linked using the code generation tools version 4.5.1.
https://www-a.ti.com/downloads/sds_support/CodeGenerationTools.htm
Even you receive 4.5.1 CG tools with CCSV4 installation, please install
again by taking from the above link
The project are built using g-make (GNU Make version 3.78.1)
2.2 Installing the Component
The codec component is released as a compressed archive. To install the codec, extract the
contents of the zip file onto your local hard disk. The zip file extraction creates a top-level
directory called 500.V.H264AVC.E.IVAHD.02.00, under which directory named IVAHD_001
Is created
Figure 2-1 shows the sub-directories created in the IVAHD_001 directory.
Note:
The source folders under algsrc, icont, statictablegen and utils are
not present in case of a library based (object code) release.

Installation Overview
2-3
Figure 2-1. Component Directory Structure

Installation Overview
2-4
Table 2-1 provides a description of the sub-directories created in the IVAHD_001 directory.
Table 2-1. Component Directories
Sub-Directory
Description
\algsrc\build\vM3\Map
Contains the make file for building Media Controller lib
\algsrc\build\vM3\Map
Contains generated Map file for Media Controller (host) project
\algsrc\build\vM3\Obj
Contains intermediate Object files generated for Media Controller (host)
project
\algsrc\docs
Contains documents specific to the Media Controller (host) project
\algsrc\inc
Contains header files needed by the Media Controller (host) project and some
interface files which are shared between iCONT and Media Controller
\algsrc\src\asm
Contains assembly files needed by the Media Controller (host) project
\algsrc\src\c
Contains source files needed by the Media Controller (host) project
\Client\Build\TestAppDevic
eName\make
Contains the make file for the test application project. The name of this
directory will not be same as exactly mentioned here. Instead of DeviceName
string, actual name of Device will be present.
\Client\Build\TestAppDevic
eName\Map
Contains the memory map generated on compilation of the code
\Client\Build\TestAppDevic
eName\Obj
Contains the intermediate .asm and/or .obj file generated on compilation of the
code
\Client\Build\TestAppDevic
eName\Out
Contains the final application executable (.out) file generated by the sample
test application
\Client\Test\Inc
Contains header files needed for the application code
\Client\Test\Src
Contains application C files
\Client\Test\TestVecs\Con
fig
Contains sample configuration file for H264 encoder
\Client\Test\TestVecs\Inpu
t
Contains input test vectors
\Client\Test\TestVecs\Out
put
Contains output generated by the codec. It is empty directory as part of
release.
\Client\Test\TestVecs\Ref
erence
Contains read-only reference output to be used for cross-checking against
codec output
\docs
Contains user guide and datasheet
\icont\arf\build\make
Contains the make file for building ARF lib
\icont\arf\build\obj
Contains intermediate Object files generated for ARF project
\icont\arf\inc
Contains header file related to Adaptive reference field selection module

Installation Overview
2-5
Sub-Directory
Description
\icont\arf\lib
Contains library file related to Adaptive reference field selection module
\icont\arf\src
Contains source files needed by the Adaptive reference field selection module
\icont\build\icont1\Make
Contains the make file for building Icont 1 out file
\icont\build\icont1\Map
Contains the generated map file related to icont1 project
\icont\build\icont1\Obj
Contains the generated object files related to icont1 project
\icont\build\icont1\Out
Contains the generated executable file related to icont1 project
\icont\build\icont2\Make\ic
ont\build\icont2\Make
Contains the make file for building Icont 2 out file
\icont\build\icont2\Map
Contains the generated map file related to icont2 project
\icont\build\icont2\Obj
Contains the generated object files related to icont2 project
\icont\build\icont2\Out
Contains the generated executable file related to icont2 project
\icont\docs
Contains the iCONT module specific documents
\icont\inc
Contains the iCONT module specific header files
\icont\me\inc
Contains header file related to Motion Estimation module
\icont\me\utils
Contains utility file(s) required by Motion Estimation module
\icont\ratecontrol\build\ma
ke
Contains the make file for building rate control lib
\icont\ratecontrol\build\obj
Contains intermediate Object files generated for rate control project
\icont\ratecontrol\inc
Contains header file related to Rate Control module
\icont\ratecontrol\lib
Contains library file related to Rate Control module
\icont\ratecontrol\src
Contains source file related to Rate Control module
\icont\src\asm
Contains assembly files needed by the iCONT1 and 2 projects
\icont\src\c
Contains source files needed by the iCONT1 and 2 projects
\Inc
Contains H.264 encoder related header files which allow interface to the
codec library
\Lib
Contains the codec library file
\statictablegen\build\make
Contains the make file for building static table generation module library
\statictablegen\build\obj
Contains the generated object files for static table generation module library
project

Installation Overview
2-6
Sub-Directory
Description
\statictablegen\client\build\
make
Contains the make file for building static table generation module out file
\statictablegen\client\build\
map
Contains the generated map file for static table generation module out file
project
\statictablegen\client\build\
obj
Contains the generated object files for static table generation module out file
project
\statictablegen\client\build\
out
Contains the generated out file for static table generation module
\statictablegen\client\inc
Contains the header file related to static table generation module client
\statictablegen\client\src
Contains the source file related to static table generation module client
\statictablegen\inc
Contains header file related to static table generation module library
\statictablegen\lib
C Contains library file related to static table generation module
\statictablegen\src
Contains source file related to static table generation module library
\utils
Contains utility file(s) required by H.264 Encoder

Installation Overview
2-7
2.3 Before Building the Sample Test Application
This codec is accompanied by a sample test application. To run the sample test application,
you need TI Framework Components (FC) and HDVICP2 library.
This version of the codec has been validated Framework Component (FC) version
3.20.00.22.
This version of the codec has been validated HDVICP2 library version 01.00.00.22
2.3.1 Installing Framework Component (FC)
You can download FC from following website:
http://software-
dl.ti.com/dsps/dsps_public_sw/sdo_sb/targetcontent/fc/3_20_00_22/index_FDS.html
Extract the FC zip file to the same location where you have installed Code Composer Studio.
For example:
<install directory>\CCStudio4.0
Set a system environment variable named FC_INSTALL_DIR pointing to <install
directory>\CCStudio4.0\<fc_directory>
The test application uses the following IRES and XDM files:
HDVICP related ires header files, these are available in the
<install directory>\CCStudio4.0\<fc_directory>\packages
\ti\sdo\fc\ires\hdvicp directory.
Tiled memory related header file, these are available in the
<install directory>\CStudio4.0\<fc_directory>\fctools\packages
\ti\sdo\fc\ires\tiledmemory directory.
XDM related header files, these are available in the
<install directory>\CCStudio4.0\<fc_directory>\fctools\packages
\ti\xdais directory.
Memutils file for memory address translation, these are available in the
<install directory>\CStudio4.0\<fc_directory>\ packages\ti\sdo\fc\memutils
directory
2.3.2 Installing HDVICP2 library
The HDVICP2 library should be available in the same place as the codec package.
Set a system environment variable named HDVICP2_INSTALL_DIR pointing to
<hdvicp2_directory>\hdvicp20
The test application uses the HDVICP20 library file (ivahd_ti_api_vM3.lib) from
<hdvicp2_directory>\hdvicp20\lib directory

Installation Overview
2-8
2.4 Building and Running the Sample Test Application
The sample test application that accompanies this codec component will run in TI’s Code
Composer Studio development environment. To build and run the sample test application in
Code Composer Studio, follow these steps:
1) Verify that you have installed TI’s Code Composer Studio version Version: 4.2.0.09000
and code generation tools version 4.5.1.
2) Start the code composer studio and set up the target configuration for platform specific
simulator / Emulator
3) Verify that the following codec object libraries exist in \Lib sub-directory
h264enc_ti_host.lib: H.264 encoder library for Ducati
4) Verify that the following codec object libraries exist in \Lib sub- directory (in case of
library based / object code release):
5) Open the Code Composer Studio debug window with the appropriate platform
configuration chosen.
6) Build the sample test application project by gmake
a) Client\Build\TestAppDeviceName\make> gmake -s deps
b) Client\Build\TestAppDeviceName\make> gmake -k -s all
7) All files required for this project are available at the path
\Client\Build\TestAppDeviceName
8) The above step creates an executable file, TestAppEncoder.out in the
\Client\Build\TestAppDeviceName\Out sub-directory.
9) Select Target > Load Program on M3_Video, browse to the \Client\Build\
TestAppDeviceName\Out sub-directory, select the codec executable created in step 6,
and load it into Code Composer Studio in preparation for execution.
10) If you are using sub-system simulator then make sure that iCONT1 and iCONT2 are in
running state, even without loading any program. If you are using platform simulator or
EVM then this step is not needed
11) Select Target > Run on M3_Video window to execute the sample test application.
The sample test application takes the input files stored in the \Client\Test\TestVecs\Input
sub-directory, runs the codec. The reference files stored in the
\Client\Test\TestVecs\Reference sub-directory can be used to verify that the codec is
functioning as expected.
12) On failure, the application exits with the message “Frame encoding failed”.
13) On successful completion, the application displays the information for each frame and
generates output 264 bit-stream in \Client\Test\TestVecs\Output directory. User should
compare with the reference provided in \Client\Test\TestVecs\Reference directory. Both
the 264 bit-stream content should be same to conclude successful execution.
2.5 Configuration Files
This codec is shipped along with:

Installation Overview
2-9
Encoder configuration file (encoder.cfg) – specifies the configuration
parameters used by the test application to configure the Encoder.
TestCases.txt – This file has list of config files, these needs to be executed
with parameter (integer) preceding. The meaning of the parameter is below.
1 – execute the test case
0 – Terminate the regression
For multi frame processing in single process call TestCases.txt format
should be like for 4 frame processing in single process call
4 encoder1.cfg
encoder2.cfg
encoder3.cfg
encoder4.cfg
0
2.5.1 Encoder Configuration File
The encoder configuration file, encoder.cfg contains the configuration parameters required
for the encoder. The Encoder.cfg file is available in the \Client\Test\TestVecs\Config sub-
directory.
A sample encoder.cfg file is as shown.
# New Input File Format is as follows
# <ParameterName> = <ParameterValue> # Comment
# See configfile.h for a list of supported ParameterNames
################################################################################
# Files
################################################################################
InputFile = "..\..\..\Test\TestVecs\Input\test.yuv"
EncodedFile = "..\..\..\Test\TestVecs\Output\Test.264"
ReconFile = "..\..\..\Test\TestVecs\Output\Test_rec.yuv"
TestFile = "..\..\..\Test\TestVecs\Reference\ref.264"
EncodingPreset = 3 # 3=> XDM_USER_DEFINED(see codec-specific document
# to understand the encoding behaviour).
RateControlPreset = 5 # 1 => Low Delay, 2 => Storage, 3 => Rsvd
# 4 => None, 5 => user defined
MaxInterFrameInterval = 1 # I to P frame distance. 1 indicates no
# B frames. Value >1 indicates presence
# of B frames.

Installation Overview
2-10
Profile = 100 # Profile IDC (66=baseline, 77=main,
# 100=High)
Level = 41 # Level IDC (e.g. 30 = level 3.0)
NumInputUnits = 10 # Number of units of input-data (ex. 10
# Frames to be encoded).
MaxWidth = 1920 # Max Frame width
MaxHeight = 1088 # Max Frame height
################################################################################
# Encoder Control
################################################################################
inputWidth = 176 # Frame width
inputHeight = 144 # Frame height
targetFrameRate = 30000 # Target picture Rate per second * 1000 => For
# 60 fields per second it should be 30000
targetBitRate = 128000 # Target Bit Rate in Bits per second.
intraFrameInterval = 10 # Interval between two consecutive intra frames,
# 0 => Only first frame to be intra coded, 1 =>
# All intra frames, N => One intra #frame and
- # N-1 inter frames, where N > 1
interFrameInterval = 1 # 1 - Only P frames. >1 - Number of B frames
# between two I/P frames.
captureWidth = 176 # Image width to compute image pitch. If
Capture
# Width is > Image Width then use the former for
# image pitch.
captureHeight = 144 # Image width to compute image pitch. If Capture
# Width is > Image Width then use the former for
# image pitch.
Any field in the IVIDENC2_Params structure (see Section 4.2.1.7) can be set in the
Encoder.cfg file using the syntax as shown in the code snippet. If you specify additional fields
in the Encoder.cfg file, ensure that you modify the test application appropriately to handle
these fields.
2.6 Standards Conformance and User-Defined Inputs
To check the conformance of the codec for the default input file shipped along with the
codec, follow the steps as described in Section 2.4.
To check the conformance of the codec for other input files of your choice, follow these
steps:

Installation Overview
2-11
1) Copy the input files to the \Client\Test\TestVecs\Inputs sub-directory.
2) Copy the reference files to the \Client\Test\TestVecs\Reference sub-directory.
14) Edit the configuration file, Encoder.cfg available in the \Client\Test\TestVecs\Config
sub-directory. For details on the format of the Encoder.cfg file, see Section 2.5.1.
2.7 Uninstalling the Component
To uninstall the component, delete the codec directory from your hard disk.

Installation Overview
2-12
This page is intentionally left blank

Sample Usage
3-2
3.1 Overview of the Test Application
The test application exercises the IVIDENC2 and extended class of the H.264 Encoder
library. The source files for this application are available in the \Client\Test\Src and
\Client\Test\Inc sub-directories.
Figure 1-1 depicts the sequence of APIs exercised in the sample test application.
The test application is divided into four logical blocks:
Parameter setup
Algorithm instance creation and initialization
Process call
Algorithm instance deletion
3.1.1 Parameter Setup
Each codec component requires various codec configuration parameters to be set at
initialization. For example, a video codec requires parameters such as video height, video
width, and so on. The test application obtains the required parameters from the Encoder
configuration files.
In this logical block, the test application does the following:
1) Opens the configuration file, listed in TesCases.txt and reads the various
configuration parameters required for the algorithm. For more details on the
configuration files, see Section 2.5.
2) Sets the interface structure based on the values it reads from the configuration file.
3) Does the algorithm instance creation and other handshake via. control methods
4) For each frame reads the input yuv frame into the application input buffer and
makes a process call
5) For each frame dumps out the generated bit-stream into the specified file
3.1.2 Algorithm Instance Creation and Initialization
In this logical block, the test application accepts the various initialization parameters and
returns an algorithm instance pointer. The following APIs implemented by the codec are
called in sequence by ALG_create():
1) algNumAlloc() - To query the algorithm about the number of memory
records it requires.
2) algAlloc() - To query the algorithm about the memory requirement to
be filled in the memory records.
3) algInit() - To initialize the algorithm with the memory structures
provided by the application.

Sample Usage
3-3
A sample implementation of the create function that calls algNumAlloc(), algAlloc(), and
algInit() in sequence is provided in the ALG_create() function implemented in the
alg_create.c file.
After successful creation of the algorithm instance, the test application does resource
allocation for the algorithm. This requires initialization of Resource Manager Module (RMAN)
and grant of required resources (HDVICP2, Tiled memory, and so on). This is implemented
by calling RMAN interface functions in following sequence:
1) numResourceDescriptors() - To understand the number of resources
(HDVICP and buffers) needed by algorithm.
2) getResourceDescriptors() – To get the attributes of the resources.
3) initResources() - After resources are created, application gives
the resources to algorithm through this APII
3.1.3 Process Call
After algorithm instance creation and initialization, the test application does the following:
1) Sets the dynamic parameters (if they change during run-time) by calling the control()
function with the XDM_SETPARAMS command.
2) Sets the input and output buffer descriptors required for the process() function call. The
input and output buffer descriptors are obtained by calling the control() function with the
XDM_GETBUFINFO command.
3) Calls the process() function to encode/decode a single frame of data. The behavior of
the algorithm can be controlled using various dynamic parameters (see Section
4.2.1.8). The inputs to the process function are input and output buffer descriptors,
pointer to the IVIDENC2_InArgs and IVIDENC2_OutArgs structures.
4) When the process() function is called for encoding/decoding a single frame of data, the
software triggers the start of encode/decode. After triggering the start of the
encode/decode frame, the video task can be placed in SEM-pend state using
semaphores. On receipt of interrupt signal at the end of frame encode/decode, the
application releases the semaphore and resume the video task, which does any book-
keeping operations by the codec and updates the output parameters.
Figure 3-1. Process Call with Host Release
Host
System
application
Process call frame n
HDVICP
Tasks
MB level tasks for
frame n
Host Video
Task
Transfer of
tasks at Host
MB level tasks for
frame n+1
Process call frame n+1
Host system
tasks
HDVICP Busy

Sample Usage
3-4
The control() and process() functions should be called only within the scope of the
algActivate() and algDeactivate() XDAIS functions, which activate and deactivate the
algorithm instance respectively. If the same algorithm is in-use between two process/control
function calls, calling these functions can be avoided. Once an algorithm is activated, there
can be any ordering of control() and process() functions. The following APIs are called
in sequence:
5) algActivate() - To activate the algorithm instance.
6) control() (optional) - To query the algorithm on status or setting
of dynamic parameters and so on, using the eight control commands.
7) process() - To call the Encoder with appropriate input/output
buffer and arguments information.
8) control() (optional) - To query the algorithm on status or setting
of dynamic parameters and so on, using the eight available control
commands.
9) algDeactivate() - To deactivate the algorithm instance.
The do-while loop encapsulates frame level process() call and updates the input buffer
pointer every time before the next call. The do-while loop breaks off either when an error
condition occurs or when the input buffer exhausts.
If the algorithm uses any resources through RMAN, then user must activate the resource
after the algorithm is activated and deactivate the resource before algorithm deactivation.
3.1.4 Algorithm Instance Deletion
Once decoding/encoding is complete, the test application must release the resources
granted by the IRES resource Manager interface and delete the current algorithm instance.
The following APIs are called in sequence:
1) getResourceDescriptors() - Free all resources granted by RMAN.
2) algNumAlloc() - To query the algorithm about the number of memory
records it used.
3) algFree() - To query the algorithm to get the memory record
information.
A sample implementation of the delete function that calls algNumAlloc() and algFree() in
sequence is provided in the ALG_delete() function implemented in the alg_create.c file.
After successful execution of the algorithm, the test application frees up the DMA and
HDVICP Resource allocated for the algorithm. This is implemented by calling the RMAN
interface functions in the following sequence:
4) RMAN_freeResources () - To free the resources that were allocated
to the algorithm before process call.
5) RMAN_unregister() – To un-register the HDVICP protocol/resource
manager with the generic resource manager.

Sample Usage
3-5
6) RMAN_exit() - To delete the generic IRES RMAN and release memory.
3.2 Frame Buffer Management
3.2.1 Input Frame Buffer
The encoder has input buffers that stores frames until they are processed. These buffers at
the input level are associated with a buffer input IDs. The IDs are required to track the
buffers that have been processed or locked. The encoder uses this ID, at the end of the
process call, to inform back to application whether it is a free buffer or not. Any buffer given
to the algorithm should be considered locked by the algorithm, unless the buffer is returned
to the application through IVIDENC2_OutArgs->freeBufID[].For more information, see
section 4.2.1.11.
For example, consider the GOP structure for IPPPP frames.
Frame Type
I
P
P
P
P
Input ID
1
2
3
4
5
Free Buffer ID
1
2
3
4
5
As shown in the table, if the input ID for the first frame is 1, the same input ID is returned as
the free buffer ID at the end of the process call. There is no locking of buffers at any point.
Now, consider the GOP structure that has B frames, IBBPBBP.
Frame Type
I
B
B
P
B
B
P
Input ID
1
2
3
4
5
6
7
Free Buffer ID
0
0
1
4
2
3
7
As shown in the table, the first frame input ID (1) is returned as a free buffer ID at the end of
the third process call that is after accumulating buffers for two B frames. For the first two
process calls, free buffer IDs are returned as zero. This initial delay is equal to the number of
B frames.
Since the 4th frame is a P frame, it is returned immediately at the end of the process call.
Then, input IDs, 2 and 3 are returned as free buffers while frames 5 and 6 are being
processed. Hence, if there are two B frames between P frames, the input images for the B
frames are stored and the P frame is encoded first, and then the two B frames are encoded.
This results in two frame period initial delay.
3.2.2 Frame Buffer Format
The frame buffer format to be used for both progressive and interlaced pictures is explained
in Appendix F.
3.2.3 Address Translations
The buffers addresses (DDR addresses) as seen by Media Controller and HDVICP2(VDMA)
will be different. Hence, address translations are needed to convert from one address view to
another. The application needs to implement a MEMUTILS function for this address
translation). An example of the address translation function is shown. The codec will make a
call to this function from the host (Media Controller) library. Therefore, the function name and

Sample Usage
3-6
arguments should follow the example provided below. For a given input address, this function
returns the VDMA view of the buffer (that is, address as seen by HDVICP2).
void *MEMUTILS_getPhysicalAddr(Ptr Addr)
{
return ((void *)((unsigned int)Addr & VDMAVIEW_EXTMEM));
}
Sample setting for the macro VDMAVIEW_EXTMEM is as shown.
#define VDMAVIEW_EXTMEM (0xFFFFFFFF)
3.3 Handshaking Between Application and Algorithm
Application provides the algorithm with its implementation of functions for the video task to
move to SEM-pend state, when the execution happens in the co-processor. The algorithm
calls these application functions to move the video task to SEM-pend state.
Figure 3-2. Interaction Between Application and Codec
Note:
Process call architecture to share Host resource among multiple
threads.
ISR ownership is with the Host layer resource manager –
outside the codec.
The actual codec routine to be executed during ISR is provided
by the codec.
Framework Provided
HDVICP Callback APIs
process()
Application Side
Codec
#include <…/ires_hdvicp.h>
void _MyCodecISRFunction();
MYCODEC::IVIDDEC2::process() {
:
…. set up for frame decode
HDVICP_configure(h264d, h264d-
>hdvicpHandle,
H264DISRFunction);
HDVICP_wait(h264D, h264d-
>hdvicpHandle);
// Release of HOST
…. End of frame processing
}
void H264DISRFunction(IALG_Handle
handle)
{ H264D_TI_Obj *h264d = (void
*)handle;
HDVICP_done(h264d ,
h264d-
>hdvicpHandle);
}
int _doneSemaphore;
HDVICP_configure(handle,
hdVicpHandle, ISRFunction){
installNonBiosISR(handle,
hdvicpHandle, ISRFunction);
}
HDVICP_wait(handle,
hdVicpHandle){
SEM_pend(_doneSemaphore);
}
HDVICP_done(handle,
hdVicpHandle) {
SEM_post(_doneSemaphore)
}

Sample Usage
3-7
OS/System related calls (SEM_pend, SEM_post) also outside
the codec.
Codec implementation is OS independent.
The functions to be implemented by the application are:
Void HDVICP_configure (IALG_Handle handle,
IRES_HDVICP2_Handle iresHandle, void
(*IRES_HDVICP2_CallbackFxn)(IALG_Handle handle, void
*cbArgs),void *cbArgs)
This function is called by the algorithm to register its ISR function.
The application needs to call this function, when it receives interrupts
pertaining to the video task.
Void HDVICP_Acquire(IALG_Handle handle,IRES_HDVICP2_Handle
iresHandle, IRES_YieldContext *yieldCtxt,
IRES_HDVICP2_Status *status, Uint32* modeId, Int
lateAcquireArg )
This function is called by the algorithm to acquire the HDVICP2
resource.
Void HDVICP_Release(IALG_Handle handle, IRES_HDVICP2_Handle
iresHandle)
This function is called by the algorithm to release the HDVICP2
resource.
Bool HDVICP_wait (void *hdvicpHandle)
This function is called by the algorithm to move the video task to
SEM-pend state. Application should return false if it wants the early
termination of codec.
Void HDVICP_done (void *hdvicpHandle)
This function is called by the algorithm to release the video task
from SEM-pend state. In the sample test application, these functions are
implemented in hdvicp_framework.c file. The application can implement it
in a way considering the underlying system.
Bool HDVICP_Reset(IALG_Handle handle, IRES_HDVICP2_Handle
iresHandle)
This function is called by the algorithm to reset the HDVICP2
resource.

Sample Usage
3-8
This page is intentionally left blank

4-1
Chapter 4
API Reference
This chapter provides a detailed description of the data structures and interfaces functions
used in the codec component.
Topic Page
4.1 Symbolic Constants and Enumerated Data Types
4-2
4.2 Data Structures
4-33
4.3 Default and Supported Values of Parameters
4-80
4.4 Interface Functions
4-123

API Reference
4-2
4.1 Symbolic Constants and Enumerated Data Types
This section summarizes all the symbolic constants specified as either #define macros and/or
enumerated C data types. For each symbolic constant, the semantics or interpretation of the
same is also provided.
Table 4-1. List of Enumerated Data Types
Group or Enumeration
Class
Symbolic Constant
Name
Description or Evaluation
IVIDEO_FrameType
For the various IVIDEO_xy_FRAME values, this frame
type is interlaced where both top and bottom fields
are provided in a single frame. The first field is
an x frame, the second field is y field.
IVIDEO_NA_FRAME
Frame type not available
IVIDEO_I_FRAME
IVIDEO_FRAMETYPE_D
EFAULT
Intra coded frame,
Default value.
IVIDEO_P_FRAME
Forward inter coded frame.
IVIDEO_B_FRAME
Bi-directional inter coded
frame.
IVIDEO_IDR_FRAME
Intra coded frame that can be
used for refreshing video
content.
IVIDEO_II_FRAME
Interlaced frame, both fields
are I frames.
IVIDEO_IP_FRAME
Interlaced frame, first field
is an I frame, second field
is a P frame.
IVIDEO_IB_FRAME
Interlaced frame, first field
is an I frame, second field
is a B frame.
IVIDEO_PI_FRAME
Interlaced frame, first field
is a P frame, second field is
a I frame.
IVIDEO_PP_FRAME
Interlaced frame, both fields
are P frames.
IVIDEO_PB_FRAME
Interlaced frame, first field
is a P frame, second field is
a B frame.
IVIDEO_BI_FRAME
Interlaced frame, first field
is a B frame, second field is
an I frame.

API Reference
4-3
Group or Enumeration
Class
Symbolic Constant
Name
Description or Evaluation
IVIDEO_BP_FRAME
Interlaced frame, first field
is a B frame, second field is
a P frame.
IVIDEO_BB_FRAME
Interlaced frame, both fields
are B frames.
IVIDEO_MBAFF_I_FRA
ME
Intra coded MBAFF frame .
IVIDEO_MBAFF_P_FRA
ME
Forward inter coded MBAFF
frame.
IVIDEO_MBAFF_B_FRA
ME
Bi-directional inter coded
MBAFF frame.
IVIDEO_MBAFF_IDR_F
RAME
Intra coded MBAFF frame that
can be used for refreshing
video content.
IVIDENC2_Control
Process based Controls operation for Video encoder
IVIDENC2_CTRL_NONE
IVIDENC2_CTRL_DEFA
ULT
No special control operation
IVIDENC2_CTRL_FORC
ESKIP
Force frame to be skipped.
The encoder should ignore
this operation if the frame
for which the control is
issued is IDR/I frame.
IVIDEO_MetadataType
IVIDEO_METADATAPLA
NE_NONE
Used to indicate no metadata
is requested or available
IVIDEO_METADATAPLA
NE_MBINFO
Used to indicate that MB info
metadata is requested or
available
IVIDEO_METADATAPLA
NE_EINFO
Used to indicate that Error
info metadata is requested or
available
IVIDEO_METADATAPLA
NE_ALPHA
Used to indicate that Alpha
metadata is requested or
available
IVIDEO_ContentType
IVIDEO_CONTENTTYPE
_NA
Frame type is not available.

API Reference
4-4
Group or Enumeration
Class
Symbolic Constant
Name
Description or Evaluation
IVIDEO_PROGRESSIVE
IVIDEO_PROGRESSIVE
_FRAME
IVIDEO_CONTENTTYPE
_DEFAULT
Progressive video content.
Default value is
IVIDEO_PROGRESSIVE
IVIDEO_INTERLACED
IVIDEO_INTERLACED_
FRAME
Interlaced video content.
IVIDEO_INTERLACED_
TOPFIELD
Interlaced video content, top
field.
IVIDEO_INTERLACED_
BOTTOMFIELD
Interlaced video content,
bottom field.
IVIDEO_RateControlPr
eset
IVIDEO_LOW_DELAY
Constant Bit Rate (CBR)
control for video
conferencing.
IVIDEO_STORAGE
IVIDEO_RATE_CONTRO
L_PRESET_DEFAULT
Variable Bit Rate (VBR)
control for local storage
(DVD) recording,
Default rate control preset
value.
IVIDEO_TWOPASS
Two pass rate control for
non-real time applications.
IVIDEO_NONE
No configurable video rate
control mechanism.
IVIDEO_USER_DEFINE
D
User defined configuration
using extended parameters.
IVIDEO_SkipMode
IVIDEO_FRAME_ENCOD
ED
IVIDEO_SKIPMODE_DE
FAULT
Input video frame
successfully encoded.
Default skip mode.
IVIDEO_FRAME_SKIPP
ED
Input video frame skipped.
There is no encoded bit-
stream corresponding to the
input frame.
IVIDEO_OutputFrameSt
atus
IVIDEO_FRAME_NOERR
OR
IVIDEO_OUTPUTFRAME
STATUS_DEFAULT
Output buffer is available
(default value).
Default status of the output
frame.
IVIDEO_FRAME_NOTAV
AILABLE
Encoder does not have any
output buffers.

API Reference
4-5
Group or Enumeration
Class
Symbolic Constant
Name
Description or Evaluation
IVIDEO_FRAME_ERROR
Output buffer is available
and corrupted.
For example, if a bit-stream
is erroneous and partially
decoded, a portion of the
decoded image may be
available for display.
Another example is if the
bit-stream for a given frame
decode may be decoded without
error, but the previously
decoded dependant frames were
not successfully decoded.
This would result in an
incorrectly decoded frame.
Not applicable for encoders.
IVIDEO_PictureType
IVIDEO_NA_PICTURE
Frame type not available
IVIDEO_I_PICTURE
IVIDEO_PICTURE_TYP
E_DEFAULT
Intra coded picture.
Default value.
IVIDEO_P_PICTURE
Forward inter coded picture.
IVIDEO_B_PICTURE
Bi-directional inter coded
picture.
IVIDEO_VideoLayout
IVIDEO_FIELD_INTER
LEAVED
Buffer layout is interleaved.
IVIDEO_FIELD_SEPAR
ATED
Buffer layout is field
separated.
IVIDEO_TOP_ONLY
Buffer contains only top
field.
IVIDEO_BOTTOM_ONLY
Buffer contains only bottom
field.
IVIDEO_OperatingMode
IVIDEO_DECODE_ONLY
Decoding mode.
Not applicable for encoders.
IVIDEO_ENCODE_ONLY
Encoding mode.
IVIDEO_TRANSCODE_F
RAMELEVEL
Transcode mode of operation
(encode/decode) that
consumes/generates transcode
information at the frame
level.
IVIDEO_TRANSCODE_M
BLEVEL
Transcode mode of operation
(encode/decode) that
consumes/generates transcode
information at the MB level.

API Reference
4-6
Group or Enumeration
Class
Symbolic Constant
Name
Description or Evaluation
IVIDEO_TRANSRATE_F
RAMELEVEL
Transrate mode of operation
for encoder that consumes
transrate information at the
frame level.
IVIDEO_TRANSRATE_M
BLEVEL
Transrate mode of operation
for encoder, which consumes
transrate information at the
MB level.
Not supported in this version
of H264 Encoder.
IVIDEO_BitRange
IVIDEO_YUVRANGE_FU
LL
Pixel range for YUV is 0-255.
IVIDEO_YUVRANGE_IT
U
Pixel range for YUV is as per
ITU-T .
IVIDEO_DataMode
IVIDEO_FIXEDLENGTH
Data is exchanged at interval
of fixed size.
IVIDEO_SLICEMODE
Slice mode.
IVIDEO_NUMROWS
Number of rows, each row is
16 lines of video.
IVIDEO_ENTIREFRAME
Processing of entire frame
data.
XDM_AccessMode
XDM_ACCESSMODE_REA
D
Algorithm read from the
buffer using the CPU.
XDM_ACCESSMODE_WRI
TE
Algorithm writes to the
buffer using the CPU.
XDM_CmdId
XDM_GETSTATUS
Query algorithm instance to
fill Status structure.
XDM_SETPARAMS
Set run-time dynamic
parameters through the
DynamicParams structure.
XDM_RESET
Reset the algorithm. All
fields in the
internal data structures are
reset and all internal
buffers are flushed.

API Reference
4-7
Group or Enumeration
Class
Symbolic Constant
Name
Description or Evaluation
XDM_SETDEFAULT
Restore the algorithm's
internal state to its
original, default values.
The application needs to
initialize the
dynamicParams.size and
status.size fields prior to
calling control() with
XDM_SETDEFAULT. The
algorithm must write to the
status.extendedError field,
and potentially algorithm
specific, extended fields.
XDM_SETDEFAULT differs from
XDM_RESET. In addition to
restoring the algorithm's
internal state, XDM_RESET
also resets any channel
related state.
XDM_FLUSH
Handle end of stream
conditions.
This command forces the
algorithm to output data
without additional input. The
recommended sequence is to
call the control() function
(with XDM_FLUSH) followed by
repeated calls to the
process() function until it
returns an error.
The algorithm should return
the appropriate, class-
specific EFAIL error
(example, ISPHDEC1_EFAIL,
IVIDENC1_EFAIL, and so on),
when flushing is complete.
XDM_GETBUFINFO
Query algorithm instance
regarding its properties of
input and output buffers. The
application only needs
to initialize the
dynamicParams.size, the
status.size, and set any
buffer descriptor fields
(example, status.data) to
NULL prior to calling
control() with
XDM_GETBUFINFO.

API Reference
4-8
Group or Enumeration
Class
Symbolic Constant
Name
Description or Evaluation
XDM_GETVERSION
Query the algorithm's
version.
The result is returned in the
data field of the respective
_Status structure. There is
no specific format defined
for version returned by the
algorithm.
The memory is not allocated
by encoder and needs to be
allocated by user. The
buffer requirement for
holding version number is of
length
IH264ENC_VERSION_LENGTH
XDM_GETCONTEXTINFO
Query a split codec part for
its context needs. Only split
codecs are required to
implement this command.
Not supported in this version
of H264 Encoder.
XDM_GETDYNPARAMSDE
FAULT
Query the algorithm to fill
the default values for the
parameters, which can be
configured dynamically.
To get the current value of
an algorithm instance's
dynamic parameters, it is
recommended that the
algorithm provides them
through the XDM_GETSTATUS
call.
XDM_SETLATEACQUIRE
ARG
Set an algorithm's 'late
acquire' argument. Only
algorithms that utilize the
late acquire IRES feature may
implement this command.
XDM_DataFormat
XDM_BYTE
Big endian stream (default
value)
XDM_LE_16
16-bit little endian stream.
XDM_LE_32
32-bit little endian stream.
XDM_LE_64
64-bit little endian stream.
XDM_BE_16
16-bit big endian stream.
XDM_BE_32
32-bit big endian stream.
XDM_BE_64
64-bit big endian stream.

API Reference
4-9
Group or Enumeration
Class
Symbolic Constant
Name
Description or Evaluation
XDM_ChromaFormat
XDM_CHROMA_NA
Chroma format not applicable.
XDM_YUV_420P
YUV 4:2:0 planar.
XDM_YUV_422P
YUV 4:2:2 planar.
XDM_YUV_422IBE
YUV 4:2:2 interleaved (big
endian).
XDM_YUV_422ILE
YUV 4:2:2 interleaved (little
endian)
XDM_YUV_444P
YUV 4:4:4 planar.
XDM_YUV_411P
YUV 4:1:1 planar.
XDM_GRAY
Gray format.
XDM_RGB
RGB color format.
XDM_YUV_420SP
YUV 4:2:0 chroma semi-planar
format (first plane is luma
and second plane is CbCr
interleaved)
Default value.
XDM_ARGB8888
Alpha plane color format.
XDM_RGB555
RGB555 color format.
XDM_RGB565
RGB565 color format.
XDM_YUV_444ILE
YUV 4:4:4 interleaved (little
endian) color format.
XDM_MemoryType
XDM_MEMTYPE_ROW
XDM_MEMTYPE_RAW
Raw memory type.
XDM_MEMTYPE_TILED8
2D memory in 8-bit container
of tiled memory space.
XDM_MEMTYPE_TILED1
6
2D memory in 16-bit container
of tiled memory space.
XDM_MEMTYPE_TILED3
2
2D memory in 32-bit container
of tiled memory space.
XDM_MEMTYPE_TILEDP
AGE
2D memory in page container
of tiled memory space.

API Reference
4-10
Group or Enumeration
Class
Symbolic Constant
Name
Description or Evaluation
XDM_MemoryUsageMode
XDM_MEMUSAGE_DATAS
YNC
Bit-mask to indicate the
usage mode. Bit-0 is Data
Sync mode. If this bit is set
then it means that buffer is
used in data sync mode
XDM_EncodingPreset
XDM_DEFAULT
Default setting of the
algorithm specific creation
time parameters.
XDM_HIGH_QUALITY
Set algorithm specific
creation time parameters for
high quality.
XDM_HIGH_SPEED
Set algorithm specific
creation time parameters for
high speed. In this preset
HDVICP 2.0 utilization is
improved. It is supported for
all profiles.
1.interframeInterval should
be 1 i.e., No B frames.
2. For High profile,
transformBlockSize should be
IH264_TRANSFORM_8x8
3. For Main/Base profiles,
transformBlockSize should be
IH264_TRANSFORM_4x4
XDM_USER_DEFINED
XDM_PRESET_DEFAULT
User defined configuration
using advanced parameters.
Default value.
XDM_HIGH_SPEED_MED
_QUALITY
Set algorithm specific
creation time parameters for
high speed medium quality.
XDM_MED_SPEED_MED_
QUALITY
Set algorithm specific
creation time parameters for
medium speed medium quality.
XDM_MED_SPEED_HIGH
_QUALITY
Set algorithm specific
creation time parameters for
medium speed high quality.
XDM_EncMode
XDM_ENCODE_AU
Encode entire access unit,
including the headers.
Default value.
XDM_GENERATE_HEADE
R
Encode only header
IVIDENC2_MotionVecto
rAccuracy
IVIDENC2_MOTIONVEC
TOR_PIXEL
Motion vectors accuracy is
only integer pel.

API Reference
4-11
Group or Enumeration
Class
Symbolic Constant
Name
Description or Evaluation
IVIDENC2_MOTIONVEC
TOR_HALFPEL
Motion vectors accuracy is
half pel.
IVIDENC2_MOTIONVEC
TOR_QUARTERPEL
Motion vectors accuracy is
quarter pel.
IVIDENC2_MOTIONVEC
TOR_EIGHTHPEL
Motion vectors accuracy is
one-eighth pel.
IVIDENC2_MOTIONVEC
TOR_MAX
Motion vectors accuracy is
not defined.
XDM_ErrorBit
XDM_PARAMSCHANGE
Bit 8
1 - Sequence Parameters
Change
0 - Ignore
This error is applicable for
transcoders. It is set when
some key parameter of the
input sequence changes. The
transcoder returns after
setting this error field and
the correct input sequence
parameters are updated in
outArgs.
XDM_APPLIEDCONCEAL
MENT
Bit 9
1 - Applied concealment
0 - Ignore
This error is applicable
for decoders.
It is set when the decoder
was not able to decode the
bit-stream, and the decoder
has concealed the bit-
stream error and produced
the concealed output.
XDM_INSUFFICIENTDA
TA
Bit 10
1 - Insufficient input
data
0 - Ignore
This error is applicable for
decoders. This is set when
the input data provided is
not sufficient to produce one
frame of data. This can be
also be set for encoders when
the number of valid samples
in the input frame is not
sufficient to process a
frame.

API Reference
4-12
Group or Enumeration
Class
Symbolic Constant
Name
Description or Evaluation
XDM_CORRUPTEDDATA
Bit 11
1 - Data
problem/corruption
0 - Ignore
This error is applicable for
decoders. This is set when
the bit-stream has an error
and not compliant to the
standard syntax.
XDM_CORRUPTEDHEADE
R
Bit 12
1 - Header
problem/corruption
0 - Ignore
This error is applicable for
decoders. This is set when
the header information in the
bit-stream is incorrect. For
example, it is set when
Sequence, Picture, Slice, and
so on are incorrect in video
decoders.
XDM_UNSUPPORTEDINP
UT
Bit 13
1 – Un-supported
feature/parameter in
input
0 - Ignore
This error is set when the
algorithm is not able process
a certain input data/bit-
stream format. It can also be
set when a subset of features
in a standard are not
supported by the algorithm.
For example, if a video
encoder only supports 4:2:2
formats, it can set this
error for any other type of
input video format.
XDM_UNSUPPORTEDPAR
AM
Bit 14
1 - Unsupported input
parameter or
configuration
0 - Ignore
This error is set when the
algorithm does not support
certain configurable
parameters. For example, if
the video encoder does not
support sliceMode for below
128x80 resolution, it will
return
XDM_UNSUPPORTEDPARAM when the
control function is called
for parameter validation.

API Reference
4-13
Group or Enumeration
Class
Symbolic Constant
Name
Description or Evaluation
XDM_FATALERROR
Bit 15
1 - Fatal error (stop
encoding)
0 - Recoverable error
If there is an error, and
this bit is not set, the
error is recoverable.
This error is set when the
algorithm cannot recover from
the current state. It
informs the system not to try
the next frame and possibly
delete the multimedia
algorithm instance.
It implies the codec will not
work when reset.
You should delete the current
instance of the codec.
Note:
The remaining bits that are not mentioned in XDM_ErrorBit are interpreted as:
Bit 16-32: Used for codec specific error codes.
Bit 0-7: Codec and implementation specific (see Table 4-4)
The algorithm can set multiple bits to one depending on the error condition.
Table 4-2. H264 Encoder Specific Enumerated Data Types.
Group or Enumeration
Class
Symbolic Constant Name
Description or Evaluation
IH264ENC_Intra4x4Pa
rams
H.264 Encoder slice level control for Intra4x4 modes
IH264_INTRA4x4_NONE
Disable Intra4x4 modes
IH264_INTRA4x4_ISLICES
Enable Intra4x4 modes only
in I Slices
IH264_INTRA4x4_IPBSLICES
IH264_INTRA4x4_DEFAULT
Enable Intra4x4 modes only
in I, P and B Slices.
This is the default setting.
IH264ENC_Level
IH264_LEVEL_10
H.264 Level 1.0
IH264_LEVEL_1b
H.264 Level 1.b
IH264_LEVEL_11
H.264 Level 1.1
IH264_LEVEL_12
H.264 Level 1.2
IH264_LEVEL_13
H.264 Level 1.3

API Reference
4-14
Group or Enumeration
Class
Symbolic Constant Name
Description or Evaluation
IH264_LEVEL_20
H.264 Level 2.0
IH264_LEVEL_21
H.264 Level 2.1
IH264_LEVEL_22
H.264 Level 2.2
IH264_LEVEL_30
H.264 Level 3.0
IH264_LEVEL_31
H.264 Level 3.1
IH264_LEVEL_32
H.264 Level 3.2
IH264_LEVEL_40
H.264 Level 4.0
IH264_LEVEL_41
H.264 Level 4.1
IH264_LEVEL_42
H.264 Level 4.2
IH264_LEVEL_50
H.264 Level 5.0
IH264_LEVEL_51
H.264 Level 5.1
IH264ENC_Profile
Profile identifier for H.264 Encoder
IH264_BASELINE_PROFILE
Baseline profile
IH264_MAIN_PROFILE
Main profile
IH264_EXTENDED_PROFILE
Extended profile
IH264_HIGH_PROFILE
IH264_DEFAULT_PROFILE
High profile.
This is the default setting.
IH264_HIGH10_PROFILE
High 10 profile
IH264_HIGH422_PROFILE
High 4:2:2 profile
IH264ENC_MetadataTy
pe
Meta data type specifc to H.264 encoder
IH264_SEI_USER_DATA_UNREG
ISTERED
H.264 allows inserting SEI
message for any user data,
refer section
D.1.6 of H.264 standard.
By setting this value to any
of
IVIDENC2_Params::metadataTyp
e[i]
You can provide the data SEI
to be inserted in H.264 bit-
stream
Refer
IH264ENC_MetaDataFormatUserD
efinedSEI for the format of
user data.

API Reference
4-15
Group or Enumeration
Class
Symbolic Constant Name
Description or Evaluation
IH264_REGION_OF_INTEREST
By setting this value to any
of
IVIDENC2_Params::metadataTyp
e[i]
You can provide region of
interest information for
smart encoding. But this
version of encoder does not
accept Region of
Interest(ROI) information
through
IVIDENC2_Params::metadataTyp
e[i] but instead ROI
information is taken through
IH264ENC_InArgs::
roiInputParams and feature
is controlled
(enabled/disabled) through
parameter
IH264ENC_DynamicParams::
enableROI. Please refer
Appendix K for more details
on ROI.
IH264_USER_DEFINED_SCALIN
GMATRIX
By setting this value to any
of
IVIDENC2_Params::metadataTyp
e[i]
You can provide scaling
matrices to be used by
encoder. Refer Appendix C
for more details.
IH264ENC_LTRPScheme
IH264ENC_LTRP_NONE
No longterm refernce frame
IH264ENC_LTRP_REFERTO_PER
IODICLTRP
Mark frames as long-term
reference frame with the
period given by LTRPPeriod
of IH264ENC_Params and based
on the frame control
IH264ENC_Control
IH264ENC_LTRP_REFERTOP_PR
OACTIVE
Two long term frames are
supported in this scheme and
long-term index marking and
refernce frame update is
done based the
IH264ENC_Control values
IH264ENC_LTRP_REFERTOP_RE
ACTIVE
Mark frames as long-term
reference frame with the
period given by LTRPPeriod
of IH264ENC_Params. At any
point of time there will be
2 long-term frames and based
on the frame control
IH264ENC_Control

API Reference
4-16
Group or Enumeration
Class
Symbolic Constant Name
Description or Evaluation
IH264ENC_Control
Picture level control
IH264ENC_CTRL_REFER_LONG_
TERM_FRAME
Control to encoder for
referring long term
reference frame
IH264ENC_CTRL_NOWRITE_NOR
EFUPDATE
Control to encoder for
encoding current frame as
non-referencing P frame and
not to update reference
frame for this P frame
IH264ENC_CTRL_WRITE_NOREF
UPDATE
Control to encoder for
encoding current frame as
referencing P frame and not
to update reference frame
for this P frame
IH264ENC_CTRL_NOWRITE_REF
UPDATE
Control to encoder for
encoding current frame as
non-referencing P frame and
to update reference frame
for this P frame
IH264ENC_CTRL_WRITE_REFUP
DATE
Control to encoder for
encoding current frame as
referencing P frame and to
update reference frame for
this P frame
IH264ENC_CTRL_START_GDR
Control to start GDR
activity. Applicable when
intraRefreshMethod is
IH264_INTRAREFRESH_GDR
IH264ENC_PicOrderCo
untType
Picture Order Count Type Identifier
IH264_POC_TYPE_0
IH264_POC_TYPE_DEFAULT
POC type 0.
Default POC type to be used
by encoder.
IH264_POC_TYPE_1
POC type 1
IH264_POC_TYPE_2
POC type 2
IH264ENC_ScalingMat
Preset
Controls the type of scaling matrix picked up by encoder
IH264_SCALINGMATRIX_NONE
Flat scaling matrix: part of
standard (no scaling
matrix).
Default (if profile != HIGH)

API Reference
4-17
Group or Enumeration
Class
Symbolic Constant Name
Description or Evaluation
IH264_SCALINGMATRIX_NORMA
L
IH264_SCALINGMATRIX_STD_D
EFAULT
For normal contents
(normal contents).
Default (if profile == HIGH)
IH264_SCALINGMATRIX_NOISY
For noisy contents.
IH264_SCALINGMATRIX_USERD
EFINED_SPSLEVEL
Scaling matrices can be
provided at SPS level. See
Appendix C for more details
IH264_SCALINGMATRIX_USERD
EFINED_SPSLEVEL
Scaling matrices can be
provided by at PPS level.
See Appendix C for more
details
IH264ENC_RateContro
lAlgo
These enumerations control the type of rate control
algorithm to be picked up by the encoder. Only useful if
IVIDENC2::rateControlPreset is set as
IVIDEO_USER_DEFINED.
IH264_RATECONTROL_PRC
IH264_RATECONTROL_DEFAULT
Perceptual Rate Control,
controls the QP at MB level
with VBR mode
Default rate control
algorithm.
IH264_RATECONTROL_PRC_LOW
_DELAY
Perceptual Rate Control,
controls the QP at MB level
with CBR (Low delay) mode
IH264ENC_FrameQuali
tyFactor
These enumerations control the quality factor between two
types of frames, I frame quality with respect to P frame.
For example, higher quality factor means I frame quality
is given higher importance compared to P frame.
IH264_QUALITY_FACTOR_1
IH264_QUALITY_FACTOR_DEFA
ULT
Same quality factor between
two types of frame.
It is default quality
factor.
IH264_QUALITY_FACTOR_2
High quality factor to one
frame type between two types
of frame.
IH264_QUALITY_FACTOR_3
Higher quality factor to one
frame type between two types
of frame.
IH264ENC_RateContro
lParamsPreset
These enumerations control the rate control parameters.
This preset controls the USER_DEFINED versus DEFAULT
mode. If you are not aware about the following fields, it
should be set as IH264_RATECONTROLPARAMS_DEFAULT.

API Reference
4-18
Group or Enumeration
Class
Symbolic Constant Name
Description or Evaluation
IH264_RATECONTROLPARAMS_D
EFAULT
Default rate control params.
IH264_RATECONTROLPARAMS_U
SERDEFINED
User defined rate control
params.
Default value.
IH264_RATECONTROLPARAMS_E
XISTING
Keep the rate control params
as existing. This is useful
during control call, if user
does not want to change the
rate control parameters.
IH264ENC_InterCodin
gPreset
These enumerations control the type of inter coding.
IH264_INTERCODING_DEFAULT
Default inter coding params.
IH264_INTERCODING_USERDEF
INED
User defined inter coding
params.
Default value.
IH264_INTERCODING_EXISTIN
G
Keep inter coding params as
existing. This is useful
during control call, if you
do not want to change the
inter coding params.
IH264_INTERCODING_MED_SPE
ED_HIGH_QUALITY
InterCoding Preset for
Medium speed high quality
encoding
IH264_INTERCODING_HIGH_SP
EED
InterCoding Preset for High
speed encoding. This is
supported only when all the
below conditions (a,b,c,d)
are satisfied
a.enablePartialFrameSkip
should be disabled.
b.intraRefreshMethod should
be default.
c. For High profile,
transformBlockSize should
be IH264_TRANSFORM_8x8
d. For Main/Base profiles,
transformBlockSize should
be IH264_TRANSFORM_4x4
IH264ENC_MeAlgoMode
IH264ENC_MOTIONESTMODE_NO
RMAL
IH264ENC_MOTIONESTMODE_DE
FAULT
Motion estimation algorithm
selection for normal
encoding

API Reference
4-19
Group or Enumeration
Class
Symbolic Constant Name
Description or Evaluation
IH264ENC_MOTIONESTMODE_HI
GH_SPEED
Motion estimation algorithm
selection for high speed
encoding. This is supported
only when all the below
conditions (a,b,c,d,e) are
satisfied.
a)IVIDENC2_DynamicParams::in
terFrameInterval is ‘1’
b) IVIDENC2_DynamicParams ::
mvAccuracy ==
IVIDENC2_MOTIONVECTOR_QUARTE
RPEL
c)IH264ENC_InterCodingParams
:: minBlockSizeP ==
IH264_BLOCKSIZE_16x16
d) For High profile,
transformBlockSize should
be IH264_TRANSFORM_8x8
e) For Main/Base profiles,
transformBlockSize should
be IH264_TRANSFORM_4x4
IH264ENC_IntraCodin
gBias
IH264ENC_INTRACODINGBIAS_
NORMAL
IH264ENC_INTRACODINGBIAS_
DEFAULT
IntraCoding Bias for normal
encoding. No special
restriction on number of
intra macro blocks.
IH264ENC_INTRACODINGBIAS_
HIGH_SPEED
Puts special restriction on
intra macro blocks to limit
it to 12 % of total Mbs in
the picture.
IH264ENC_InterBlock
Size
These enumerations are defined for minimum inter block
size.
IH264_BLOCKSIZE_16x16
IH264_BLOCKSIZE_DEFAULT
16x16 block size. It is also
default block size.
IH264_BLOCKSIZE_8x8
8x8 block size
IH264_BLOCKSIZE_4x4
4x4 Block size
Not supported in this
version of H264 Encoder
IH264ENC_BiasFactor
Control to code the macro block as inter or intra. Also,
for having a macro block use skip MV or regular MV.
IH264_BIASFACTOR_LOW
Low biasing.

API Reference
4-20
Group or Enumeration
Class
Symbolic Constant Name
Description or Evaluation
IH264_BIASFACTOR_MEDIUM
IH264_BIASFACTOR_NORMAL
IH264_BIASFACTOR_DEFAULT
Normal/Med biasing.
Default biasing factor.
IH264_BIASFACTOR_MILD
Mild bias factor
IH264_BIASFACTOR_ADAPTIVE
Adaptive bias factor
IH264_BIASFACTOR_HIGH
High biasing.
IH264ENC_IntraRefre
shMethods
Refresh method type identifier for H.264 Encoder.
IH264_INTRAREFRESH_NONE
IH264_INTRAREFRESH_DEFAUL
T
Does not forcefully insert
intra macro blocks.
Default intra refresh is
OFF.
IH264_INTRAREFRESH_CYCLIC
_MBS
Inserts intra macro blocks
in a cyclic mode.
Cyclic interval is equal to
intraRefreshRate.
IH264_INTRAREFRESH_CYCLIC
_SLICES
Inserts intra slices (row
based) in a cyclic mode:
Cyclic interval is equal to
intraRefreshRate.
IH264_INTRAREFRESH_RDOPT_
MBS
Position of intra macro
blocks is chosen by encoder,
but the number of forcefully
coded intra macro blocks in
a frame is guaranteed to be
equal to
totalMbsInFrame/intraRefresh
Rate.

API Reference
4-21
Group or Enumeration
Class
Symbolic Constant Name
Description or Evaluation
IH264_INTRAREFRESH_GDR
Instead of a sudden Intra
refresh of entire frame,
the frame is refreshed
gradually over a duration
(which is con figerable) of
frames with refresh
happening by Intra coded
rows scanning from top to
bottom of the scene/picture
This method of intra refresh
mechanism is not supported
for interlaced cases and in
case of ‘B’frames i.e.,
IVIDENC2_Params::inputContentType
should not be
IVIDEO_INTERLACED (no interlace)
and
interFrameInterval == 1 (no ‘B’
frames)
IH264ENC_ChormaComp
onent
These enumerations control the selection of chroma
component to perform chroma intra estimation.
IH264_CHROMA_COMPONENT_CR
_ONLY
IH264_CHROMA_COMPONENT_DE
FAULT
Only Cr component
Default is Only CR
component.
IH264_CHROMA_COMPONENT_CB
_CR_BOTH
Both Cb and Cr component.
IH264ENC_IntraCodin
gPreset
These enumerations control the type of intra coding.
IH264_INTRACODING_DEFAULT
Default intra coding params.
IH264_INTRACODING_USERDEF
INED
User defined intra coding
params.
Default value.
IH264_INTRACODING_EXISTIN
G
Keep intra coding params as
existing. This is useful
during control call, if you
do not want to change the
inter coding params

API Reference
4-22
Group or Enumeration
Class
Symbolic Constant Name
Description or Evaluation
IH264_INTRACODING_HIGH_SP
EED
Intra coding params for high
speed encoding.
a. Me algo mode should be
IH264ENC_MOTIONESTMODE_HIGH_
SPEED.
b. For High profile,
transformBlockSize should
be IH264_TRANSFORM_8x8.
c. For Main/Base profiles,
transformBlockSize should
be IH264_TRANSFORM_4x4.
IH264ENC_NALUnitTyp
e
IH264_NALU_TYPE_SPS_WITH_
VUI
Sequence parameter set
having VUI information.
IH264_NALU_TYPE_SLICE
Slice of a non-IDR picture.
IH264_NALU_TYPE_SLICE_DP_
A
Coded slice data partition
A.
IH264_NALU_TYPE_SLICE_DP_
B
Coded slice data partition
B.
IH264_NALU_TYPE_SLICE_DP_
C
Coded slice data partition
C.
IH264_NALU_TYPE_IDR_SLICE
Slice of an IDR picture.
IH264_NALU_TYPE_SEI
Supplemental enhancement
information.
IH264_NALU_TYPE_SPS
Sequence parameter set.
IH264_NALU_TYPE_PPS
Picture parameter set.
IH264_NALU_TYPE_AUD
Access unit delimiter.
IH264_NALU_TYPE_EOSEQ
End of sequence.
IH264_NALU_TYPE_EOSTREAM
End of stream.
IH264_NALU_TYPE_FILLER
Filler data.
IH264_NALU_TYPE_SPS_EXT
Sequence parameter set
extension.

API Reference
4-23
Group or Enumeration
Class
Symbolic Constant Name
Description or Evaluation
IH264_NALU_TYPE_USER_DATA
_UNREGD_SEI
User data un-registered SEI.
IH264ENC_NALUContro
lPreset
These enumerations define the control mechanism for
insertion of
different NALU types at different point in video
sequence.
IH264_NALU_CONTROL_DEFAUL
T
Default NALU insertion.
IH264_NALU_CONTROL_USERDE
FINED
User defined NALU insertion.
IH264ENC_SliceCodin
gPreset
These enumerations control the type of slice coding.
IH264_SLICECODING_DEFAULT
Default slice coding params.
IH264_SLICECODING_USERDEF
INED
User defined slice coding
params.
Default value.
IH264_SLICECODING_EXISTIN
G
Keep slice coding params as
existing. This is useful
during control call, if you
do not want to change the
slice coding parameters.
IH264ENC_SliceMode
These enumerations control the mode of slice coding.
IH264_SLICEMODE_NONE
IH264_SLICEMODE_DEFAULT
Single Slice per picture.
This is the default slice
coding mode.
IH264_SLICEMODE_MBUNIT
Slices are controlled based
upon number of macro blocks.
IH264_SLICEMODE_BYTES
Slices are controlled based
on number of bytes.
IH264_SLICEMODE_OFFSET
Slices are controlled based
on user defined offset in
unit of rows.
IH264ENC_StreamForm
at
These enumerations control the type stream format.
IH264_BYTE_STREAM
IH264_STREAM_FORMAT_DEFAU
LT
Bit-stream contains the
start code identifier.
Default slice coding mode.
IH264_NALU_STREAM
Bit-stream does not contain
the start code identifier.

API Reference
4-24
Group or Enumeration
Class
Symbolic Constant Name
Description or Evaluation
IH264ENC_LoopFilter
Preset
Controls the loop filter preset options
IH264_LOOPFILTER_DEFAULT
Default loop-filtering
params.
IH264_LOOPFILTER_USERDEFI
NED
User defined loop-filtering
params.
IH264ENC_LoopFilter
DisableIDC
Controls H264 loop filter disable options
IH264_DISABLE_FILTER_NONE
IH264_DISABLE_FILTER_DEFA
ULT
Enable filtering of all the
edges.
Default is loop filter
enabled.
IH264_DISABLE_FILTER_ALL_
EDGES
Disable filtering of all the
edges.
IH264_DISABLE_FILTER_SLIC
E_EDGES
Disable filtering of slice
edges.
IH264ENC_SliceGroup
MapType
Map type of slice group.
IH264_INTERLEAVED_SLICE_G
RP
Interleaved slice group.
IH264_DISPERSED_SLICE_GRP
IH264_SLICE_GRP_MAP_DEFAU
LT
Dispersed slice group.
Default value.
IH264_FOREGRND_WITH_LEFTO
VER_SLICE_GRP
ForeGround with Left Over.
IH264_BOX_OUT_SLICE_GRP
Box Out.
IH264_RASTER_SCAN_SLICE_G
RP
Raster Scan.
IH264_WIPE_SLICE_GRP
Wipe slice group.
IH264_EXPLICIT_SLICE_GRP
Explicit Slice group map
type.
IH264ENC_SliceGroup
ChangeDirection
Only valid when sliceGroupMapType is equal to
IH264_RASTER_SCAN_SLICE_GRP, IH264_WIPE_SLICE_GRP, or
IH264_WIPE_SLICE_GRP.
IH264_RASTER_SCAN
IH264ENC_SLICEGROUP_CHANGE
_DIRECTION_DEFAULT
Raster scan order.
Default slice group
direction.

API Reference
4-25
Group or Enumeration
Class
Symbolic Constant Name
Description or Evaluation
IH264_CLOCKWISE
Clockwise (used for box out
FMO parameters).
IH264_RIGHT
Right, used for Wipe FMO
type.
IH264_REVERSE_RASTER_SCAN
Reverse raster scan order.
IH264_COUNTER_CLOCKWISE
Counter clockwise, used for
box out FMO parameters.
IH264_LEFT
Left, used for Wipe FMO
type.
IH264ENC_FMOCodingP
reset
Controls for FMO coding preset
IH264_FMOCODING_NONE
IH264_FMOCODING_DEFAULT
No FMO
Default FMO coding value
IH264_FMOCODING_USERDEFIN
ED
User defined FMO parameters
IH264ENC_EntropyCod
ingMode
Controls the entropy coding type
IH264_ENTROPYCODING_CAVLC
IH264_ENTROPYCODING_DEFAU
LT
CAVLC coding type
IH264_ENTROPYCODING_CABAC
CABAC coding type
IH264ENC_TransformB
lockSize
In H264 intra macro block, transform size depends on the
intra mode, so this applies to inter macro blocks only.
IH264_TRANSFORM_4x4
Transform blocks size is 4x4
IH264_TRANSFORM_8x8
Transform blocks size is 8x8
: Valid for only High
Profile
IH264_TRANSFORM_ADAPTIVE
IH264_TRANSFORM_DEFAULT
Adaptive transform block
size: encoder decides as per
content
IH264ENC_GOPStructu
re
Type of Group of Pictures
(GOP)
IH264ENC_GOPSTRUCTURE_NON
UNIFORM
IH264ENC_GOPSTRUCTURE_DEF
AULT
Open GOP structure: IBBPBBP
Default

API Reference
4-26
Group or Enumeration
Class
Symbolic Constant Name
Description or Evaluation
IH264ENC_GOPSTRUCTURE_UNI
FORM
Close GOP structure:
BBIBBPBB
IH264ENC_InterlaceC
odingType
Controls the type of interlaced coding
IH264_INTERLACE_PICAFF
PicAFF type of interlace
coding
IH264_INTERLACE_MBAFF
MBAFF type of interlace
coding
IH264_INTERLACE_FIELDONLY
IH264_INTERLACE_FIELDONLY
_MRF
Field only coding with
selecting most recent field
as reference
IH264_INTERLACE_FIELDONLY
_ARF
IH264_INTERLACE_DEFAULT
Field only coding where
codec decides the parity of
the field to be used based
on content.
Default setting
IH264_INTERLACE_FIELDONLY
_SPF
Field only coding with
selecting same parity field
as reference.
IH264ENC_VUICodingP
reset
Preset for VUI related
parameters
IH264_VUICODING_DEFAULT
Default VUI Parameters. Note
that Enable/Disable of VUI
is through
nalUnitControlParams
IH264_VUICODING_USERDEFIN
ED
User defined VUI parameters
IH264ENC_StereoInfo
Preset
Preset for StereoInfo parameters
IH264_STEREOINFO_DISABLE
Disable Stereo Video Coding.
IH264_STEREOINFO_ENABLE_D
EFAULT
Enable stereo video coding
in default mode
IH264_STEREOINFO_ENABLE_U
SERDEFINED
Enable stereo video coding
in userdefined mode.
IH264ENC_FramePacki
ngPreset
Preset for Frame packing SEI parameters
IH264_FRAMEPACK_SEI_DISAB
LE
Disable frame packing SEI.

API Reference
4-27
Group or Enumeration
Class
Symbolic Constant Name
Description or Evaluation
IH264_FRAMEPACK_SEI_ENABL
E_DEFAULT
Enable frame packing SEI
coding in default mode
IH264_FRAMEPACK_SEI_USERD
EFINED
Enable frame packing SEI
coding in userdefined mode.
IH264ENC_FramePacki
ngType
Enumerations for Frame Packing arrangement type
IH264_FRAMEPACK_CHECKERBO
ARD
Checker board arrangement of
2 views
IH264_FRAMEPACK_COLUMN_IN
TERLEAVING
Column interleaving
arrangement of 2 views
IH264_FRAMEPACK_ROW_INTER
LEAVING
Row interleaving arrangement
of 2 views
IH264_FRAMEPACK_SIDE_BY_S
IDE
IH264_FRAMEPACK_TYPE_DEFA
ULT
Side by side arrangement of
2 views
IH264_FRAMEPACK_TOP_BOTTO
M
Top-Bottom arrangement of 2
views
IH264ENC_VideoForma
t
Video format for VUI parameters
IH264ENC_VIDEOFORMAT_COMP
ONENT
Component video format
IH264ENC_VIDEOFORMAT_PAL
PAL video format
IH264ENC_VIDEOFORMAT_NTSC
NTSC video format
IH264ENC_VIDEOFORMAT_SECA
M
SECAM video format
IH264ENC_VIDEOFORMAT_MAC
MAC video format
IH264ENC_VIDEOFORMAT_UNSP
ECIFIED
Unspecified video format
IH264ENC_AspectRati
oIdc
Enumeration for aspect ratio
IH264ENC_ASPECTRATIO_UNSP
ECIFIED
Unspecified aspect ratio
IH264ENC_ASPECTRATIO_SQUA
RE
1:1 (square) aspect ratio

API Reference
4-28
Group or Enumeration
Class
Symbolic Constant Name
Description or Evaluation
IH264ENC_ASPECTRATIO_12_1
1
12:11 aspect ratio
IH264ENC_ASPECTRATIO_10_1
1
10:11 aspect ratio
IH264ENC_ASPECTRATIO_16_1
1
16:11 aspect ratio
IH264ENC_ASPECTRATIO_40_3
3
40:33 aspect ratio
IH264ENC_ASPECTRATIO_24_1
1
24:11 aspect ratio
IH264ENC_ASPECTRATIO_20_1
1
20:11 aspect ratio
IH264ENC_ASPECTRATIO_32_1
1
32:11 aspect ratio
IH264ENC_ASPECTRATIO_80_3
3
80:33 aspect ratio
IH264ENC_ASPECTRATIO_18_1
1
18:11 aspect ratio
IH264ENC_ASPECTRATIO_15_1
5
15:15 aspect ratio
IH264ENC_ASPECTRATIO_64_3
3
64:33 aspect ratio
IH264ENC_ASPECTRATIO_160_
99
160:99 aspect ratio
IH264ENC_ASPECTRATIO_4_3
4:3 aspect ratio
IH264ENC_ASPECTRATIO_3_2
3:2 aspect ratio
IH264ENC_ASPECTRATIO_2_1
2:1 aspect ratio
IH264ENC_ASPECTRATIO_EXTE
NDED
Extended aspect ratio
IH264ENC_RoiType
Enumeration for different ROI types
IH264_FACE_OBJECT
ROI is of FACE_OBJECT type

API Reference
4-29
Group or Enumeration
Class
Symbolic Constant Name
Description or Evaluation
IH264_BACKGROUND_OBJECT
ROI is of BACKGROUND_OBJECT
type
IH264_FOREGROUND_OBJECT
ROI is of FOREGROUND_OBJECT
type
IH264_DEFAULT_OBJECT
ROI is of DEFAULT_OBJECT
type
IH264_PRIVACY_MASK
ROI is of PRIVACY_MASK type
IH264ENC_NumTempora
lLayer
IH264_TEMPORAL_LAYERS_1
Only base layer
IH264_TEMPORAL_LAYERS_2
Base layer + Temporal layer
IH264_TEMPORAL_LAYERS_3
Base layer + 2Temporal
layers
IH264_TEMPORAL_LAYERS_4
Base layer + 3Temporal
layers
IH264_TEMPORAL_LAYERS_MAX
Maximum temporal layer
supported
Table 4-3. H264 Encoder Constants
Constant Name
Value
Description of Constant
IVIDENC2_DEFAULTPROFILE
-1
This constant is used when a particular
codec doesn't have a profile, or the
application doesn't know which profile
the codec should use.
IVIDENC2_DEFAULTPLEVEL
-1
This constant is used when a particular
codec doesn't have a level, or the
application doesn't know which profile
the codec should use.
IH264ENC_MAXNUMSLCGPS
2
Maximum number of slice groups.
IH264ENC_VERSION_LENGTH
64
Length of the version string. The memory
to get version number is owned by
application.
IH264ENC_MAX_NUM_SLICE_S
TART_OFFSET
3
Maximum Number of slice start points.
IH264ENC_MAX_SEI_METADTA
_BUFSIZE
0x3FF
Maximum size for
SEI_USER_DATA_UNREGISTERED SEI message.
IH264ENC_MAX_ROI
36
Maximum number of ROI rectangles

API Reference
4-30
Table 4-4. H.264 Encoder Error Statuses
Group or
Enumeration Class
Symbolic Constant
Name
Description or Evaluation
IH264ENC_ErrorB
it
IH264ENC_LEVEL_I
NCOMPLAINT_PARAM
ETER
Bit 0 - level non-compliant parameters.
This error is applicable when some
parameters are set, which are not meeting
the limit defined by H.264 standard Table
A-1 Level limits.
The error can be categorized under
following category :
IH264ENC_LEVEL_INCOMPLAINT_RESOLUTION
: Invalid width/height
IH264ENC_LEVEL_INCOMPLAINT_HRDBUFSZIE
: Invalid HrdBufferSize
IH264ENC_LEVEL_INCOMPLAINT_BITRATE :
Invalid Bit Rate
IH264ENC_LEVEL_INCOMPLAINT_MBSPERSECON
D : Invalid FrameRate/resolution
IH264ENC_LEVEL_INCOMPLAINT_DPBSIZE :
Invalid DPB size For above 5
situations, only a signal bit (bit-0)
is set as true
IH264ENC_PROFILE
_INCOMPLAINT_CON
TENTTYPE
Bit 1 - Profile in-complaint content
type.
This error is applicable when
IVIDENC2_Params::inputContentType is not
set as IVIDEO_PROGRESSIVE
, and IVIDENC2_Params::profile is set as
IH264_BASELINE_PROFILE.
IH264ENC_PROFILE
_INCOMPLAINT_FMO
_SETTING
Bit 2 - Profile in-complaint FMO setting.
This error is applicable when FMO is
enabled but IVIDENC2_Params::profile is
not set as IH264_BASELINE_PROFILE.
IH264ENC_PROFILE
_INCOMPLAINT_TRA
NSFORMBLOCKSIZE
Bit 3 - Profile in-complaint transform
block size.
This error is set when
IH264ENC_Params::transformBlockSize !=
IH264_TRANSFORM_4x4 &&
IVIDENC2_Params::profile !=
IH264_HIGH_PROFILE.

API Reference
4-31
Group or
Enumeration Class
Symbolic Constant
Name
Description or Evaluation
IH264ENC_PROFILE
_INCOMPLAINT_INT
ERFRAMEINTERVAL
Bit 4 - Profile in-complaint, inter frame
interval.
This error is set when B frames are used
with IH264_BASELINE_PROFILE.
IH264ENC_PROFILE
_INCOMPLAINT_SCA
LINGMATRIXPRESET
Bit 5 - Profile in-complaint scaling
matrix setting.
This error is set when scaling matrix is
used without IH264_HIGH_PROFILE.
IH264ENC_PROFILE
_INCOMPLAINT_ENT
ROPYCODINGMODE
Bit 6 - Profile in-complaint entropy
coding mode setting.
This error is set when cabac is used
without IH264_HIGH_PROFILE/MAIN_PROFILE.
This is create time error
IH264ENC_MAX_BYT
ES_VOILATION_IN_
SLICEMODE_BYTES
Bit 6 - If number of bytes encoded in any
of the slice in the currently encoded
picture is crossing maximum unit size
then this bit will be set.
This is run time error produced during
encoding of a frame
This error bit is shared with
IH264ENC_PROFILE_INCOMPLAINT_ENTROPYCODIN
GMODE.Both Erroneous situations are
mutually exclusive hence the bits are
shared
IH264ENC_MAX_BIT
_RATE_VOILATION
Bit 7 – Max bit rate violation
Under some situations, encoder might not
be able to meet max bit rate. This bit is
set when bits consumed in one unit (1
sec) is more than the allocated as per
the given max bit rate. If the frame rate
is N , and if the max bit rate is
violated in Mth frame than this bit will
get set for frame M to N. (M <= N)
IH264ENC_IMPROPE
R_HDVICP2_STATE
Bit 16 – HDVCIP2 is not in proper state,
before using the HDVICP2, encoder checks
clock setting for all the modules of
HDVICP2 and checks for HDVCIP2 being in
standby state. If not then codec throws
this error
IH264ENC_IMPROPE
R_STREAMFORMAT
Bit 17 - Stream format is not proper.
This error is set when streamFormat is
set as IH264_NALU_STREAM but data synch
is not enabled for put data.

API Reference
4-32
Group or
Enumeration Class
Symbolic Constant
Name
Description or Evaluation
IH264ENC_IMPROPE
R_POCTYPE
Bit 18 - POC type is not proper.
This error is set when POC type 2 is used
in presence of non reference frames.
IH264ENC_IMPROPE
R_DATASYNC_SETTI
NG
Bit 19 - data synch settings are not
proper.
This error is set when encoder is asked
to operate at sub frame level but the
call back function pointer is NULL.
IH264ENC_UNSUPPO
RTED_VIDENC2PARA
MS
Bit 20 - Invalid videnc2 parameters.
This error is set when any parameter of
structure IVIDENC2_Params is not in
allowed range.
IH264ENC_UNSUPPO
RTED_RATECONTROL
PARAMS
Bit 21 - Invalid rate control parameters.
This error is set when any parameter of
structure IH264ENC_RateControlParams is
not in allowed range.
IH264ENC_UNSUPPO
RTED_INTERCODING
PARAMS
Bit 22 - Invalid inter coding parameters.
This error is set when any parameter of
structure IH264ENC_InterCodingParams is
not in allowed range.
IH264ENC_UNSUPPO
RTED_INTRACODING
PARAMS
Bit 23 - Invalid Intra coding parameters.
This error is set when any parameter of
structure IH264ENC_IntraCodingParams is
not in allowed range.
IH264ENC_UNSUPPO
RTED_NALUNITCONT
ROLPARAMS
Bit 24 - Invalid NAL unit coding
parameters.
This error is set when any parameter of
structure IH264ENC_NALUControlParams is
not in allowed range.
IH264ENC_UNSUPPO
RTED_SLICECODING
PARAMS
Bit 25 - Invalid slice coding parameters
This error is set when any parameter of
structure IH264ENC_SliceCodingParams is
not in allowed range
IH264ENC_UNSUPPO
RTED_LOOPFILTERP
ARAMS
Bit 26 - Invalid loop filter related
parameters
This error is set when any parameter of
structure IH264ENC_LoopFilterParams is
not in allowed range

API Reference
4-33
Group or
Enumeration Class
Symbolic Constant
Name
Description or Evaluation
IH264ENC_UNSUPPO
RTED_FMOCODINGPA
RAMS
Bit 27 - Invalid FMO parameters
This error is set when any parameter of
structure IH264ENC_FMOCodingParams is not
in allowed range
IH264ENC_UNSUPPO
RTED_N_FRAME_PRO
CESSCALL_PARAMS
Bit 27 – This error bit is set when
unsupported parameter for N frame process
call is provided to codec.
IH264ENC_DATASYN
CH_RUN_TIME_ERRO
R
Bit 27 – Error bit to indicate run time
data synch errors mentioned below
when number of NALs in 1KB of data is
more than 64
This error bit is shared with
IH264ENC_UNSUPPORTED_FMOCODINGPARAMS.
Both Erroneous situations are mutually
exclusive hence the bits are shared
IH264ENC_UNSUPPO
RTED_VUICODxINGP
ARAMS
Bit 28 - Invalid VUI coding parameters
This error is set when any parameter of
structure IH264ENC_VUICodingParams is not
in allowed range
IH264ENC_UNSUPPO
RTED_H264ENCPARA
MS
Bit 29 - Invalid Create time extended
parameters
This error is set when any parameter of
structure IH264ENC_Params is not in
allowed range
IH264ENC_UNSUPPO
RTED_VIDENC2DYNA
MICPARAMS
Bit 30 - Invalid base class dynamic
parameters during control
This error is set when any parameter of
structure IVIDENC2_DynamicParams is not
in allowed range
IH264ENC_UNSUPPO
RTED_H264ENCDYNA
MICPARAMS
Bit 31 - Invalid extended class dynamic
parameters during control
This error is set when any parameter of
structure IH264ENC_DynamicParams
(excluding embedded structures) is not in
allowed range
Table 4-5. H.264 Encoder Extended Error Statuses
Group or
Enumeration Class
Symbolic Constant
Name
Description or Evaluation

API Reference
4-34
Group or
Enumeration Class
Symbolic Constant
Name
Description or Evaluation
IH264ENC_ExtErr
Bits
IH264ENC_EXTERRO
R_ACTIVEREGION
Bit 0 – Active frame region dimensions
are not matching with the encoding frame
dimensions
IH264ENC_EXTERRO
R_ANALYTICINFO_B
UFFERSIZE
Bit 1 – Analytic Info buffer size
provided is less than that of requested
IH264ENC_EXTERRO
R_BITRATE
Bit 2 – target bit rate set is more than
max bit rate
IH264ENC_EXTERRO
R_BITSTREAM_BUFF
ERSIZE
Bit 3 – Output bitstream buffer size
provided is less than that of requested.
And this validation is done only if
IVIDENC2_DynamicParams::ignoreOutbufSizeF
lag is 0. Application has a flexibility
of the not honoring this size by setting
ignoreOutbufSizeFlag to 1
IH264ENC_EXTERRO
R_CAPTUREWIDTH_F
ORCEFRAME_LTRP_Q
PEL
Bit 4 – This bit is set if any of the
below conditions is set
The size of dynamic params
structure set is not of base class
and nor even extended class
Encoding dimensions are out of
range
Target bit rate less than minimum
bt rate or frame rate is less than
0
Generate header mode other than
XDM_ENCODE_AU and
XDM_GENERATE_HEADER
User forced frame other than
IDR/NA frame
Wrong settings in interframe or
intraFrame intervals
Incorrect settings in motion
vector accuracy settings
If this bit is set, correspondingly
IH264ENC_EXTERROR_RESOLUTION_BITRATE_FRMI
NTERVAL_GENHEADER is also set
IH264ENC_EXTERRO
R_CONTROLCALL_CM
D
Bit 5 – Encoder control call is made with
an incorrect command option
IH264ENC_EXTERRO
R_CREATE_ENTROPY
_PROFILE
Bit 6 – Entropy coding mode set is CABAC
for Base line profile which is not
supported

API Reference
4-35
Group or
Enumeration Class
Symbolic Constant
Name
Description or Evaluation
IH264ENC_EXTERRO
R_CREATE_GOPSTRU
CT_LOG2MAX_INTRA
INTERVAL
Bit 7 – This bit is set when
Parameters transformBlockSize,
entropyCodingMode,
log2MaxFNumMinus4,
maxIntraFrameInterval,
IDRFrameInterval, gopStructure are
out of range.
LTRP is enabled for interlaced
coding type
If this bit is set, correspondingly
IH264ENC_EXTERROR_CREATE_TXBLKSIZE_ENTROP
Y_POC_LTRP is also set
IH264ENC_EXTERRO
R_CREATE_HPLAYER
S
Bit 8 – Hierarchal layers set is out of
range i.e., numTemporalLayer set is less
tha 0 or more than 4
IH264ENC_EXTERRO
R_CREATE_HPLAYER
S_BFRAME
Bit 9 – Hierarchal coding is enabled for
'B’ Frames which is not supported
IH264ENC_EXTERRO
R_CREATE_HPLAYER
S_POC
Bit 10 – Picture Order Count(POC) type 1
is enabled for Hierarchal layer coding
which is not supported
IH264ENC_EXTERRO
R_CREATE_HPLAYER
S_REFPICMRKING
Bit 11 - Longterm Referencing (MMCO
commands) is not enabled for Hierarchal
layer coding i.e., referencePicMarking
is other than IH264_LONG_TERM_PICTURE
for Hierarchal layer coding which is not
supported
IH264ENC_EXTERRO
R_CREATE_INTERLA
CE_TYPE
Bit 12 – In interlaced encoding,
interlace coding type set is out of
supported values
IH264ENC_EXTERRO
R_CREATE_LTRP
Bit 13 – LTRP option
(enableLongTermRefFrame) set is out of
allowed ranges
IH264ENC_EXTERRO
R_CREATE_LTRP_HP
Bit 14 – LTRP option
IH264ENC_LTRP_REFERTOP_PROACTIVE is
enabled for Hierarchal layer coding which
is not supported
IH264ENC_EXTERRO
R_CREATE_LTRP_PE
RIOD
Bit 15 - When LTRP is enabled for
Hierarchal layer coding (H-P) then
LTRPPeriod set should be multiple of
subGop length
IH264ENC_EXTERRO
R_CREATE_LVL_DPB
SIZE
Bit 16 – Current DPB size set is more
than the max DPB size allowed in this
level. Current DPB size is calculated
using formaula (maxWidth * maxHeight *
1.5 * max_num_ref_frames)

API Reference
4-36
Group or
Enumeration Class
Symbolic Constant
Name
Description or Evaluation
IH264ENC_EXTERRO
R_CREATE_POC_BFR
AME
Bit 17 – Picture Order Count(POC) type 2
is set for ‘B’ frames which is not
supported
IH264ENC_EXTERRO
R_CREATE_RCDO_PR
OFILE
Bit 18 – RCDO is allowed only for
Baseline profile. Please check these
settings
IH264ENC_EXTERRO
R_CREATE_TXBLKSI
ZE_ENTROPY_POC_L
TRP
Bit 19 – This bit is set when
Parameters transformBlockSize,
entropyCodingMode,
log2MaxFNumMinus4,
maxIntraFrameInterval,
IDRFrameInterval, gopStructure are
out of range.
LTRP is enabled for interlaced
coding type
If this bit is set, correspondingly
IH264ENC_EXTERROR_CREATE_GOPSTRUCT_LOG2MA
X_INTRAINTERVAL is also set
IH264ENC_EXTERRO
R_CREATE_TXBLKSI
ZE_PROFILE
Bit 20 – Transform Block size
IH264_TRANSFORM_8x8 is allowed only in
High profile. Please check these settings
IH264ENC_EXTERRO
R_DATASYNC_GETFN
_PTRNULL
Bit 21 – getBufferFxn is a function
pointer used to get buffer. This function
gets called in Data synch flow.
This error bit is set if this function
pointer is NULL
IH264ENC_EXTERRO
R_DATASYNC_MBUNI
T_SLICESIZE
Bit 22 – This bit is set if
User has enabled call back
notification at slice level and
Encoder slice mode selected is
IH264_SLICEMODE_MBUNIT and
Slice Unit size(number of MBs per
slice) set is less than minimum
MBs per slices.
Minimum MBs per slice is
(TotalMbsInPic/63)
IH264ENC_EXTERRO
R_DATASYNC_MODE_
BFRAME
Bit 23 – Data sync, inputDataMode is not
set to IVIDEO_ENTIREFRAME in presence of
‘B’ frames. In ‘B’ cases we allow
processing entire frames and not any mode

API Reference
4-37
Group or
Enumeration Class
Symbolic Constant
Name
Description or Evaluation
IH264ENC_EXTERRO
R_DATASYNC_MODE_
FNPTRNULL
Bit 24 – This bit is set if
Data sync, outputDataMode is
IVIDEO_FIXEDLENGTH or
IVIDEO_SLICEMODE and putDataFxn is
NULL
OR
Data sync, inputDataMode is
IVIDEO_NUMROWS and getDataFxn is
NULL
IH264ENC_EXTERRO
R_DATASYNC_MODE_
H241_FNPTRNULL
Bit 25 – In H241 flow, if user is
interested in call back notification at
slice level then he has to provide
function address in getBufferFxn function
pointer else this bit is set
IH264ENC_EXTERRO
R_DATASYNC_MODE_
MINBITRATE
Bit 26 – minBitRate should be 0 if data
sync, outputDataMode is VIDEO_FIXEDLENGTH
or IVIDEO_SLICEMODE
IH264ENC_EXTERRO
R_DATASYNC_OUTPU
TDATAEXCEED
Bit 27 – Encoded output data size has
exceeded the available buffer size
IH264ENC_EXTERRO
R_DATASYNC_UNITS
Bit 28 – Data sync, numOutputDataUnits
are out of allowed ranges in case of
outputDataMode not equal to
IVIDEO_ENTIREFRAME
IH264ENC_EXTERRO
R_DYNAMIC_SRCHCE
NTRE
Bit 29 – GMV, search centre x/y are out
of allowed range
IH264ENC_EXTERRO
R_DYNAMICPARAMS_
PTRNULL
Bit 30 – In encoder control call with
command option XDM_SETPARAMS,
IVIDENC2_DynamicParams structure pointer
is NULL
IH264ENC_EXTERRO
R_EARLYEXIT
Bit 31 – Early exit called because Frame
processing is not completed at IVAHD side
IH264ENC_EXTERRO
R_FIFO_EMPTY_NOP
ROCESS
Bit 32 – In Flush process calls, no more
buffers are locked and hence process call
cannot be made further this point
IH264ENC_EXTERRO
R_FILLERBYTES_NE
GATIVE
Bit 33 – This bit set indicates that the
filler bytes size to be put in bitstream
to meet bit stream constraint is
negative. Filler data negative indiactes
that bits consumed in current unit till
now has crossed the maximum limit.So
inform to the user by seeting appropirate
bit

API Reference
4-38
Group or
Enumeration Class
Symbolic Constant
Name
Description or Evaluation
IH264ENC_EXTERRO
R_FMO_PRESET
Bit 34 – FMO coding preset is other than
default. FMO is not supported in this
release
IH264ENC_EXTERRO
R_FRMPACKING_PRE
SET
Bit 35 – Frame packing preset is not in
allowed range
IH264ENC_EXTERRO
R_FRMPACKING_TYP
E_INPCONTENT
Bit 36 – This bit is set if
Frame packing is enabled for
interlaced cases
Frame packing preset is user
defined and frame packing type is
more than 4
(IH264_FRAMEPACK_TOP_BOTTOM)
IH264ENC_EXTERRO
R_FRMRATE_NUMUNI
TSINTICKS
Bit 37 – Level incompliant MBs per second
IH264ENC_EXTERRO
R_GENHEADER_BITS
TREAM_BUFFERSIZE
Bit 38 – In process call with
XDM_GENERATE_HEADER mode, output buffer
size provided should be minimum of 0x100
bytes (to hold SPS and PPS)
IH264ENC_EXTERRO
R_HANDLE_BUFDESC
RIPTORS_PTRNULL
Bit 39 – Pointer of handle or inBufs or
outBufs structure may be NULL
IH264ENC_EXTERRO
R_HIGHSPEED_BFAR
ME
Bit 40 – High speed encoding feature is
not supported for ‘B’ frames. Please
check the settings
IH264ENC_EXTERRO
R_HIGHSPEED_MEAL
GO_TXBLKSIZE_PRO
FILE
Bit 41 – This bit is set if, in High
speed encoding mode
Transform block size is 4x4 for
High profile case
OR
Transform block size is 8x8 and
non High profile cases

API Reference
4-39
Group or
Enumeration Class
Symbolic Constant
Name
Description or Evaluation
IH264ENC_EXTERRO
R_HIGHSPEED_PART
IALSKIP_INTRAREF
RESHMETHOD
Bit 42 – This bit is set if, in High
speed encoding mode
Transform block size is 4x4 for
High profile case
OR
Transform block size is 8x8 and
non High profile cases
OR
Partial Frame skip is enabled
OR
Intra refresh method is other than
default
If this bit is set, correspondingly
IH264ENC_EXTERROR_HIGHSPEED_TXBLKSIZE_PRO
FILE is also set
IH264ENC_EXTERRO
R_HIGHSPEED_TXBL
KSIZE_PROFILE
Bit 43 – This bit is set if, in High
speed encoding mode
Transform block size is 4x4 for
High profile case
OR
Transform block size is 8x8 and
non High profile cases
OR
Partial Frame skip is enabled
OR
Intra refresh method is other than
default
If this bit is set, correspondingly
IH264ENC_EXTERROR_HIGHSPEED_PARTIALSKIP_I
NTRAREFRESHMETHOD is also set
IH264ENC_EXTERRO
R_INARGS_BASECLA
SS_WATERMARKENAB
LE
Bit 44 – Water Marking feature of the
encoder is enabled and inArgs structure
is base class. If inArgs structure is
base class we cannot access the input key
that has to used in water marking algo.
So please use extended class of inArgs
and pass the input key
IH264ENC_EXTERRO
R_INARGS_CONTROL
Bit 45 – The control parameter passed as
part of inArgs structure is out of
allowed range
IH264ENC_EXTERRO
R_INARGS_OUTARGS
_SIZE
Bit 46 – The size parameter as part of
inArgs or outArgs structure does not
match base class not even extended class
IH264ENC_EXTERRO
R_INARGS_PTRNULL
Bit 47 – inArgs structure pointer passed
in the process call is NULL
IH264ENC_EXTERRO
R_INPCONTENT_TYP
E
Bit 48 – Input data content type value is
wrong or input data chroma format is not
YUV420

API Reference
4-40
Group or
Enumeration Class
Symbolic Constant
Name
Description or Evaluation
IH264ENC_EXTERRO
R_INPUT_BUFFERID
Bit 49 – inputId as part of inArgs
structure is 0
IH264ENC_EXTERRO
R_INPUTBUF_MEMTY
PE
Bit 50 – memType value set in the plane
descriptors of inBufs structure is
falling out of allowed values
IH264ENC_EXTERRO
R_INPUTBUF_PTR_S
IZE_NULL
Bit 51 - buf value(buffer pointer) or
bufSize.bytes set in the plane
descriptors of inBufs structure is NULL
IH264ENC_EXTERRO
R_INTER_HIGHSPEE
D_MVPERMB
Bit 52 – This bit is set if, in High
speed encoding mode
‘B’ frames are enabled
OR
Motion vector accuracy is not a
Quarter pel (mvAccuracy !=
IVIDENC2_MOTIONVECTOR_QUARTERPEL)
OR
Motion vectors per macroblock is
not 1 (minBlockSizeP !=
IH264_BLOCKSIZE_16x16)
If this bit is set, correspondingly
IH264ENC_EXTERROR_INTER_HIGHSPEED_QPEL_FR
AMEINTERVAL is also set
IH264ENC_EXTERRO
R_INTER_HIGHSPEE
D_QPEL_FRAMEINTE
RVAL
Bit 53 – This bit is set if, in High
speed encoding mode
‘B’ frames are enabled
OR
Motion vector accuracy is not a
Quarter pel (mvAccuracy !=
IVIDENC2_MOTIONVECTOR_QUARTERPEL)
OR
Motion vectors per macroblock is
not 1 (minBlockSizeP !=
IH264_BLOCKSIZE_16x16)
If this bit is set, correspondingly
IH264ENC_EXTERROR_INTER_HIGHSPEED_MVPERMB
is also set
IH264ENC_EXTERRO
R_INTER_MVPERMB
Bit 54 – Motion vectors per MB set is not
in allowed range. minBlockSizeP/B is not
equal to IH264_BLOCKSIZE_16x16 and not
even IH264_BLOCKSIZE_8x8
IH264ENC_EXTERRO
R_INTER_PRESET
Bit 55 – interCoding preset value is out
of allowed range
IH264ENC_EXTERRO
R_INTER_SRCHRGN_
SKIPMVBIAS
Bit 56 – searchRangeHorP/B or
searchRangeVerP/B or skipMVCodingBias
values are out of allowed range

API Reference
4-41
Group or
Enumeration Class
Symbolic Constant
Name
Description or Evaluation
IH264ENC_EXTERRO
R_INTERLACE_DATA
LAYOUT
Bit 57 – In interlaced encoding cases,
dataLayout value set as part of inBufs
structure is not IVIDEO_FIELD_INTERLEAVED
and not even IVIDEO_FIELD_SEPARATED
IH264ENC_EXTERRO
R_INTRA_CBCR8X8
Bit 58 – This bit is set if,
intraCodingPreset is not a default
AND
chromaIntra8x8Enable is enabled
AND
chromaComponentEnable value is
falling out of allowed range
Please refer IH264ENC_ChormaComponent for
more details
IH264ENC_EXTERRO
R_INTRA_GDR_BFRA
ME_INPCONTENT_RA
TE
Bit 59 – This bit is set if, in GDR
enabled cases
Interlaced encoding is enabled
‘B’ frames are enabled
GDR overlap rows is less than 0 or
more than intraRefresh rate
IH264ENC_EXTERRO
R_INTRA_GDR_REFR
ESHRATE
Bit 60 – gdrOverlapRowsBtwFrames is more
than intraRefreshRate
IH264ENC_EXTERRO
R_INTRA_INTER_FR
MINTERVAL
Bit 61 – intraFrame interval is not a
multiple of interFrame interval
IH264ENC_EXTERRO
R_INTRA_LEVEL_MO
DE
Bit 62 - lumaIntra8x8Enable is enabled
for profile other than IH264_HIGH_PROFILE
IH264ENC_EXTERRO
R_INTRA_PRESET
Bit 63 – intraCoding preset is out of
allowed range
IH264ENC_EXTERRO
R_INTRA_REFRESHM
ETHOD
Bit 64 – intraRefreshMethod value is out
of allowed range
IH264ENC_EXTERRO
R_INTRA_REFRESHM
ETHOD_RATE
Bit 65 – intraRefreshRate is less than or
equal to 0 for intraRefreshMethod value
other than default
IH264ENC_EXTERRO
R_INTRA_REFRESHR
ATE
Bit 66 - intraRefreshRate is less than 0
for GDR enabled cases
IH264ENC_EXTERRO
R_IVAHD_BADRESET
Bit 67 – HDVICP reset is not proper
IH264ENC_EXTERRO
R_IVAHD_BADSTATE
Bit 68 – HDVICP is not in standby state

API Reference
4-42
Group or
Enumeration Class
Symbolic Constant
Name
Description or Evaluation
IH264ENC_EXTERRO
R_IVAHD_RELEASE
Bit 69 – HDVICP release fail. This occurs
if HDVICP is not in standby state during
release time
IH264ENC_EXTERRO
R_LEVEL_INPCONTE
NT
Bit 70 – level less than or equal to
IH264_LEVEL_20 for interlaced encoding
IH264ENC_EXTERRO
R_LEVELLIMIT_RES
OLUTION
Bit 71 – encoding
resolutions/frame_dimensions are more
than that of level allowed range
IH264ENC_EXTERRO
R_LOOPFILTER_OFF
ST_LFIDC
Bit 72 – loop filter preset is not a
default and loopfilterDisableIDC,
filterOffsetA/B is/are out of allowed
range or filterOffsetA/B is odd value
IH264ENC_EXTERRO
R_LOOPFILTER_PRE
SET
Bit 73 – loop filter preset is out of
allowed range
IH264ENC_EXTERRO
R_LUMA_INPUTBUF_
MEMTYPE
Bit 74 – memType value set in the plane
descriptors of inBufs structure
corresponding to Luma data is
XDM_MEMTYPE_TILED32 or
XDM_MEMTYPE_TILED16. Allowed value is
only XDM_MEMTYPE_TILED8 for Luma
container
IH264ENC_EXTERRO
R_METADATA_NUMBU
FFERS
Bit 75 – Number of meta data planes
(corresponding to
IH264_USER_DEFINED_SCALINGMATRIX and
IH264_SEI_USER_DATA_UNREGISTERED)provided
is not equal to
inBufs->numMetaPlanes
IH264ENC_EXTERRO
R_METADATABUF_ME
MTYPE
Bit 76 - memType value set in the meta
data plane descriptors of inBufs
structure is not equal to XDM_MEMTYPE_ROW
or XDM_MEMTYPE_TILEDPAGE
IH264ENC_EXTERRO
R_METADATAPLANE_
WGTTABLESIZE
Bit 77 – In case of user defined scaling
matrix, payload_size(bufSize.bytes)
provided as part of meta data plane
descriptors of inBufs structure is less
the size of weightTable
(inBufs->metadataPlaneDesc[index].bufSize.bytes) <
(sizeof(sH264WgtTables_t))
IH264ENC_EXTERRO
R_METADATATYPES
Bit 78 – metadataType[] are other than
the supported values
IH264ENC_EXTERRO
R_MULITCHNL_BFRA
ME_NOTSUPPORTED
Bit 79 – This bit is set if ‘B’ frames
are enabled in multi Frame process call

API Reference
4-43
Group or
Enumeration Class
Symbolic Constant
Name
Description or Evaluation
IH264ENC_EXTERRO
R_MULITCHNL_CHNL
NUMEXCEEDED
Bit 80 – This bit is set if number of
channels to be processed are more that of
maximum supported in multi Frame process
call
IH264ENC_EXTERRO
R_MULITCHNL_DATA
SYNC
Bit 81 – This bit is set if data sync is
enabled in multi Frame process call
IH264ENC_EXTERRO
R_MULITCHNL_FRMP
CK_STEREOIINFO
Bit 82 - This bit is set if
framePackingPreset or stereoInfoPreset is
enabled in multi Frame process call
IH264ENC_EXTERRO
R_MULITCHNL_GENH
EADER_NOTSUPPORT
ED
Bit 83 - This bit is set if frame process
mode is XDM_GENERATE_HEADER in multi
Frame process call
IH264ENC_EXTERRO
R_MULITCHNL_MINB
ITRATE_NOTSUPPOR
TED
Bit 84 - This bit is set if minBitRate
value is more than 0 in multi Frame
process call
IH264ENC_EXTERRO
R_MULITCHNL_MVPE
RMB
Bit 85 – This bit is set if motion
vectors per MB (minBlockSizeP) is not
same for all the channels submitted in
multi Frame process call
IH264ENC_EXTERRO
R_NALU_GOLDENSPS
Bit 86 – In all NALU preset masks,
SPS_WITH_VUI bit is to be set or has to
be reset. Setting of this bit in few
masks and resetting in others is not
allowed
IH264ENC_EXTERRO
R_NALU_PRESET
Bit 87 – NALU control preset is out of
allowed range
IH264ENC_EXTERRO
R_NALU_SPS_VUI
Bit 88 – SEI NALU bit is set in a mask
and SPS_WITH_VUI is not set in that
particular mask
IH264ENC_EXTERRO
R_NOCLEANEXIT
Bit 89 – Early return because M3 has done
early abort
IH264ENC_EXTERRO
R_NUM_INPUT_OUTP
UT_BUFS
Bit 90 – There has to atleast 2 input
buffers (inBufs->numPlanes : 1 Luma and 1
CbCr) and 1 output buffer (outBufs-
>numBufs : bit stream). This bit is set
if this condition is not satisfied

API Reference
4-44
Group or
Enumeration Class
Symbolic Constant
Name
Description or Evaluation
IH264ENC_EXTERRO
R_OUTPUTBUF_MEMT
YPE
Bit 91 – This bit is set if
output bitstream buffer’s memory
type is not XDM_MEMTYPE_ROW or not
XDM_MEMTYPE_TILEDPAGE
OR
output buffer’s memory type is out
of allowed range
IH264ENC_EXTERRO
R_OUTPUTBUF_PTR_
SIZE_NULL
Bit 92 – This bit is set if output data
sync is not enabled and bitstream buffer
pointer is NULL or buffer.bytes is 0
IH264ENC_EXTERRO
R_OUTPUTDATASIZE
_EXCEEDED
Bit 93 - Encoded output data size has
exceeded the available buffer size
IH264ENC_EXTERRO
R_PRESET_ENC_RAT
ECTRL_LVL
Bit 94 – This bit is set if
encodingPreset is out of allowed
range
rateControlPreset is out of
allowed range
profile and level out of allowed
range
data sync mode out of allowed
range
inputChromaFormat,
inputContentType,operatingMode,
maxInterFrameInterval, maxHeight,
maxWidth and dataEndianness are
out of allowed range
If this bit is set, correspondingly
IH264ENC_EXTERROR_PROFILE_DATASYNC_INPCON
TENT_RES is also set
IH264ENC_EXTERRO
R_PROFILE_BFRAME
Bit 95 – ‘B’ frames are enabled for
baseline profile
IH264ENC_EXTERRO
R_PROFILE_DATASY
NC_INPCONTENT_RE
S
Bit 96 – This bit is set if
encodingPreset is out of allowed
range
rateControlPreset is out of
allowed range
profile and level out of allowed
range
data sync mode out of allowed
range
inputChromaFormat,
inputContentType,operatingMode,
maxInterFrameInterval, maxHeight,
maxWidth and dataEndianness are
out of allowed range
If this bit is set, correspondingly
IH264ENC_EXTERROR_PRESET_ENC_RATECTRL_LVL
is also set

API Reference
4-45
Group or
Enumeration Class
Symbolic Constant
Name
Description or Evaluation
IH264ENC_EXTERRO
R_PROFILE_INPCON
TENT
Bit 97 – interlaced encoding is enabled
for baseline profile
IH264ENC_EXTERRO
R_RATECTRL_BFRAM
EPICSIZE
Bit 98 – rate control, minPicSizeRatioB
value is out of allowed range
IH264ENC_EXTERRO
R_RATECTRL_CBCRQ
PINDEX_INITBUFLV
L
Bit 99 – rate control,chromaQPIndexOffset
initialBufferLevel are out of allowed
range
IH264ENC_EXTERRO
R_RATECTRL_HRDBU
FFER_LVLEXCEED
Bit 100 – rate control, HRDBufferSize is
falling out of level decided minimum and
maximum limit
IH264ENC_EXTERRO
R_RATECTRL_IFRAM
E_QP
Bit 101 – rate control, qpI is not
falling in the range [qpMinI, qpMaxI]
IH264ENC_EXTERRO
R_RATECTRL_IFRAM
EPICSIZE
Bit 102 – rate control, minPicSizeRatioI
value is out of allowed range
IH264ENC_EXTERRO
R_RATECTRL_IPBFR
AME_QP
Bit 103 – rate control, Qp values set for
‘I’, ‘P’ and ‘B’ frames are falling out
allowed values
IH264ENC_EXTERRO
R_SCLMATRIX_META
DATA
Bit 104 – Scaling matrix preset is user
defined
(IH264_SCALINGMATRIX_USERDEFINED_SPSLEVEL
or
IH264_SCALINGMATRIX_USERDEFINED_PPSLEVEL)
and meta data is not enabled for user
defined scaling matrix
IH264ENC_EXTERRO
R_RATECTRL_PARAM
SPRESET
Bit 105 – rate control,
rateControlParamsPreset is out of allowed
range
IH264ENC_EXTERRO
R_RATECTRL_PBFRA
ME_QP
Bit 106 – rate control, Qp values for ‘P’
or ‘B’ frames are out of range[minQp,
maxQp]
IH264ENC_EXTERRO
R_RATECTRL_PFRAM
EPICSIZE
Bit 107 – rate control, minPicSizeRatioP
value is out of allowed range
IH264ENC_EXTERRO
R_RATECTRL_PRESE
T_BFRAME_INPCONT
ENT
Bit 108 - IVIDEO_LOW_DELAY
rateControlPreset is not supported for
interlaced encoding and for ‘B’ frame
cases

API Reference
4-46
Group or
Enumeration Class
Symbolic Constant
Name
Description or Evaluation
IH264ENC_EXTERRO
R_RATECTRL_PROFI
LE_SCALINGMTRX
Bit 109 – scaling matrix preset is out of
range or scaling matrix preset is other
than user defined for profile not equal
to IH264_HIGH_PROFILE
IH264ENC_EXTERRO
R_RATECTRL_RCALG
O
Bit 110 – rate control, rcAlgo is out of
allowed range
IH264ENC_EXTERRO
R_RATECTRL_RCALG
O_INTERLACE_OR_B
FRAME
Bit 111 - RATECONTROL_PRC_LOW_DELAY
rcAlgo is not supported for interlaced
encoding and for ‘B’ frame cases
IH264ENC_EXTERRO
R_RATECTRL_SKIPD
ISTWNDW
Bit 112 – This bit is set if
rcAlgo is
RATECONTROL_PRC_LOW_DELAY
AND
skip distribution window length
(skipDistributionWindowLength) or
number of skip frames in
distribution window specified are
out of allowed range
IH264ENC_EXTERRO
R_RATECTRL_VBR
Bit 113 – rate control, with CVBR
settings, VBR duration (VBRDuration) or
VBR sensitivity (VBRsensitivity) are out
of allowed range
IH264ENC_EXTERRO
R_RESOLUTION_BIT
RATE_FRMINTERVAL
_GENHEADER
Bit 114 – This bit is set if any of the
below conditions is set
The size of dynamic params
structure set is not of base class
and not of extended class
Encoding dimensions are out of
range
Target bit rate less than minimum
bt rate or frame rate is less than
0
Generate header mode other than
XDM_ENCODE_AU and
XDM_GENERATE_HEADER
Used forced frame other than
IDR/NA frame
Wrong settings in interframe or
intraFrame intervals
Incorrect settings in motion
vector accuracy settings
If this bit is set, correspondingly
IH264ENC_EXTERROR_CAPTUREWIDTH_FORCEFRAME
_LTRP_QPEL is also set

API Reference
4-47
Group or
Enumeration Class
Symbolic Constant
Name
Description or Evaluation
IH264ENC_EXTERRO
R_ROI_COORDINATE
S
Bit 115 – ROI co-ordinates provided are
not proper. x/y may be less than 0 or
more than frame dimensions. Also please
see that Top.x should be less than
Bottom.x and Top.y should be less than
bottom.y for all co-ordinates
IH264ENC_EXTERRO
R_ROI_NUMBERROIS
Bit 116 – Number of ROI regions set are
out of allowed range
IH264ENC_EXTERRO
R_ROI_PRIORITY
Bit 117 – ROI priority (roiPriority)
provided are out of allowed range. This
check is done with rate control enabled
cases
IH264ENC_EXTERRO
R_ROI_QP
Bit 118 - ROI priority (roiPriority)
provided are out of allowed range. This
check is done with rate control disabled
cases. Here roiPriority holds the Qp
values of the ROI regions
IH264ENC_EXTERRO
R_ROI_TYPE
Bit 119 – ROI types (roiType) provided
are out of allowed range
IH264ENC_EXTERRO
R_SLICE_NONE_DAT
ASYNC
Bit 120 – data sync call back
notification is enabled for every slice
(outputDataMode == IVIDEO_SLICEMODE)and
slice level encoding is disabled
(sliceMode == IH264_SLICEMODE_NONE)
IH264ENC_EXTERRO
R_SLICE_H241_ENT
ROPY_INTERFRAME_
INTERLACE
Bit 121 – This bit is set if H241 is
enabled and
Width provided is less than that
being supported in H241 cases
OR
Interlaced encoding is enabled
OR
Entropy coding mode is CABAC
OR
‘B’ frames are enabled
OR
Slice unit size in bytes
(sliceUnitSize) provided is loess
that being supported
If this bit is set, correspondingly
IH264ENC_EXTERROR_SLICE_H241_WIDTH_SLICES
IZE is also set
IH264ENC_EXTERRO
R_SLICE_H241_STR
MFORMAT_DATASYNC
Bit 122 – stream format IH264_NALU_STREAM
is supported only with default slice mode
and datasync option as IVIDEO_SLICEMODE

API Reference
4-48
Group or
Enumeration Class
Symbolic Constant
Name
Description or Evaluation
IH264ENC_EXTERRO
R_SLICE_H241_WID
TH_SLICESIZE
Bit 123 – This bit is set if H241 is
enabled and
Width provided is less than that
being supported in H241 cases
OR
Interlaced encoding is enabled
OR
Entropy coding mode is CABAC
OR
‘B’ frames are enabled
OR
Slice unit size in bytes
(sliceUnitSize) provided is loess
that being supported
IH264ENC_EXTERRO
R_SLICE_MODE_SIZ
E
Bit 124 – This bit is set if
Slice mode is SLICEMODE_MBUNIT and
slice size provided is more than
size of the frame or slice size is
less than 6
OR
Slice mode is SLICEMODE_OFFSET and
sliceOffset0 is more than
sliceOffset1 or sliceOffset1 is
more than sliceoffset2
IH264ENC_EXTERRO
R_SLICE_PRESET
Bit 125 – slice coding preset is out of
allowed range
IH264ENC_EXTERRO
R_SLICE_STRMFORM
AT
Bit 126 – stream format provided is out
of allowed range
IH264ENC_EXTERRO
R_STATUS_PTRNULL
Bit 127 – status structure pointer passed
in the encoder control call is NULL
IH264ENC_EXTERRO
R_STATUS_SIZE
Bit 128 - The size of status params
structure set is not of base class and
nor even extended class
IH264ENC_EXTERRO
R_STEREO_INPCONT
ENT
Bit 129 – stereo info preset is enabled
for progressive encoding which is not
supported in this version of encoder
IH264ENC_EXTERRO
R_STEREO_PRESET
Bit 130 – stereo info preset set is out
of allowed range
IH264ENC_EXTERRO
R_VERSION_BUFFER
_NULL_OR_SIZE
Bit 131 – data buffer pointer as part of
status structure is NULL. This buffer is
used to place the version number of
encoder. OR The data size as part of
status structure is less than the size
required to place an version number

API Reference
4-49
Group or
Enumeration Class
Symbolic Constant
Name
Description or Evaluation
IH264ENC_EXTERRO
R_VUI_NUMUNITSIN
TICKS
Bit 132 – VUI coding preset is user
defined and the parameter numUnitsInTicks
as part of vuiCodingParams is less than 0
IH264ENC_EXTERRO
R_VUI_PRESET
Bit 133 – VUI coding preset set is out of
allowed range
IH264ENC_NUM_OUT
PUT_BUFS_ANALYTI
CINFO
Bit 134 – Analytic info is enabled and
the buffer to store analytic info is not
provided i.e., ( outBufs->numBufs < 2 AND
enableAnalyticinfo )

API Reference
4-50
4.2 Data Structures
This section describes the XDM defined data structures that are common across codec
classes. These XDM data structures can be extended to define any implementation specific
parameters for a codec component.
4.2.1 Common XDM Data Structures
This section includes the following common XDM data structures:
XDM2_SingleBufDesc
XDM2_BufDesc
XDM1_AlgBufInfo
IVIDEO1_BufDescIn
IVIDEO2_BufDesc
IVIDENC2_Fxns
IVIDENC2_Params
IVIDENC2_DynamicParams
IVIDENC2_Inargs
IVIDENC2_Status
IVIDENC2_OutArgs
XDM_Date
XDM_Point
XDM_Rect
XDM_DataSyncDesc

API Reference
4-51
4.2.1.1 XDM2_SingleBufDesc
║ Description
This structure defines the buffer descriptor for input and output buffers.
║ Fields
Field
Data Type
Input/
Output
Description
*buf
XDAS_Int8
Input
Pointer to the buffer address
memType
XDAS_Int16
Input
Type of memory, See XDM_MemoryType
enumeration in Table 4-1 for more details
usageMode
XDAS_Int16
Input
Memory usage descriptor, this field is set by the owner
of the buffer (typically the application), and read by
users of the buffer (including the algorithm). See
XDM_MemoryUsageMode enumeration for more
details
bufSize
XDM2_BufSize
Input
Buffer size for tile memory/row memory
accessMask
XDAS_Int32
Input
Mask filled by the algorithm, declaring how the buffer
was accessed by the algorithm processor.
If the buffer was not accessed by the algorithm
processor (for example, it was filled through DMA or
other hardware accelerator that does not write through
the algorithm's CPU), then bits in this mask should not
be set.
It is acceptable to set several bits in this mask, if the
algorithm accessed the buffer in several ways.
This mask is often used by the application and/or
framework to manage cache on cache-based
systems.
See XDM_AccessMode enumeration in Table 4-1 for
more details.
4.2.1.2 XDM2_BufDesc
║ Description
This structure defines the buffer descriptor for output buffers.
║ Fields
Field
Data Type
Input/
Output
Description
numBufs
XDAS_Int32
Input
Number of buffers. Must be less than
XDM_MAX_IO_BUFFERS.
Descs[XDM_MAX_IO
_BUFFERS]
XDM2_SingleB
ufDesc
Input
Array of buffer descriptors

API Reference
4-52
4.2.1.3 XDM1_AlgBufInfo
║ Description
This structure defines the buffer information descriptor for input and output buffers. This
structure is filled when you invoke the control() function with the XDM_GETBUFINFO
command.
║ Fields
Field
Data Type
Input/
Output
Description
minNumInBufs
XDAS_Int32
Output
Minimum number of input buffers
minNumOutBufs
XDAS_Int32
Output
Minimum number of output buffers
minInBufSize[XDM_
MAX_IO_BUFFERS]
XDM2_BufSi
ze
Output
Minimum size required for each input buffer
minOutBufSize[XDM
_MAX_IO_BUFFERS]
XDM2_BufSi
ze
Output
Minimum size required for each output buffer
inBufMemoryType[X
DM_MAX_IO_BUFFERS
]
XDAS_Int32
Output
Required memory type for each input buffer.
See XDM_MemoryType enumeration in Table
4-1 for more details.
outBufMemoryType[
XDM_MAX_IO_BUFFER
S]
XDAS_Int32
Output
Required memory type for each output buffer.
See XDM_MemoryType enumeration in Table
4-1 for more details.
minNumBufSets
XDAS_Int32
Output
Minimum number of buffer sets for buffer
management
Note:
For H.264 Encoder, the buffer details are:
Number of input buffer required is 2 for YUV 420SP chroma
format (memType is XDM_MEMTYPE_TILED8 and
XDM_MEMTYPE_TILED16)
Number of output buffer required is 1 (Supported memType is
XDM_MEMTYPE_ROW and XDM_MEMTYPE_TILEDPAGE)
The input buffer sizes (in bytes) for CIF format is:
Y buffer = 352 * 288
UV buffer = 352* 144
There is no restriction on output buffer size except that it should
contain atleast one frame of encoded data.
When the input frame buffer that getting encoded by encoder is
not same as capture buffer then encoder still returns the size of

API Reference
4-53
the buffer accessed by him. In these situations application
should take care of proper buffer allocation for input frame buffer
These are the example buffer sizes but you can re-configure
depending on the input format.
4.2.1.4 IVIDEO1_BufDescIn
║ Desciption
This structure defines the buffer descriptor for inputs video buffers.
║ Fields
Field
Data Type
Input/
Output
Description
numBufs
XDAS_Int32
Input
Number of buffers in bufDesc[]
frameWidth
XDAS_Int32
Input
Width of the video frame
frameHeight
XDAS_Int32
Input
Height of the video frame
framePitch
XDAS_Int32
Input
Frame pitch used to store the frame.
This field can also be used to
indicate the padded width.
bufDesc[XDM_MAX_IO_BUFFERS]
XDM1_Singl
eBufDesc
Input
Picture buffers.
4.2.1.5 IVIDEO2_BufDesc
║ Description
This structure defines the buffer descriptor for input and output buffers.
║ Fields
Field
Data Type
Input/
Output
Description
numPlanes
XDAS_Int32
Input/Ou
tput
Number of buffers for video planes
numMetaPlanes
XDAS_Int32
Input/Ou
tput
Number of buffers for metadata
dataLayout
XDAS_Int32
Input/Ou
tput
Video buffer layout, field
interleaved or field separated. See
IVIDEO_VideoLayout
enumeration in Table 4-1 for more
details
planeDesc
[IVIDEO_MAX_NUM_PLANES]
XDM2_Singl
eBufDesc
Input/Ou
tput
Description for video planes
metadataPlaneDesc
[IVIDEO_MAX_NUM_METADATA_PLA
XDM2_Singl
eBufDesc
Input/Ou
tput
Description for metadata planes

API Reference
4-54
Field
Data Type
Input/
Output
Description
NES]
secondFieldOffsetWidth[IVIDE
O_MAX_NUM_PLANES]
XDAS_Int32
Input/Ou
tput
Offset value for second field in
planeDesc buffer (width in pixels)
Valid only if pointer is not NULL.
secondFieldOffsetHeight[IVID
EO_MAX_NUM_PLANES]
XDAS_Int32
Input/Ou
tput
Offset value for second field in
planeDesc buffer (height in lines)
Valid only if pointer is not NULL.
imagePitch[IVIDEO_MAX_NUM_PL
ANES]
XDAS_Int32
Input/Ou
tput
Image pitch for each plane
imageRegion
XDM_Rect
Input/Ou
tput
Decoded image region including
padding/encoder input image (top
left and bottom right).
activeFrameRegion
XDM_Rect
Input/Ou
tput
Actual display region/capture
region (top left and bottom right).
extendedError
XDAS_Int32
Input/Ou
tput
Indicates the error type, if any.
Not applicable for encoders.
frameType
XDAS_Int32
Input/Ou
tput
Video frame types. See
enumeration
IVIDEO_FrameType
enumeration in Table 4-1 for more
details.
Not applicable for encoder input
buffer.
topFieldFirstFlag
XDAS_Int32
Input/Ou
tput
Indicates when the application
(should display)/(had captured) the
top field first. Not applicable for
progressive content.
Not applicable for encoder
reconstructed buffers.
Valid values are XDAS_TRUE and
XDAS_FALSE.
repeatFirstFieldFlag
XDAS_Int32
Input/Ou
tput
Indicates when the first field should
be repeated.
Valid values are XDAS_TRUE and
XDAS_FALSE.
Only applicable for interlaced
content, not progressive.
Not applicable for encoders.
frameStatus
XDAS_Int32
Input/Ou
tput
Video in/out buffer status.
Not applicable for encoder
reconstructed buffers.
Not applicable for encoder
input buffers.
repeatFrame
XDAS_Int32
Input/Ou
Number of times the display

API Reference
4-55
Field
Data Type
Input/
Output
Description
tput
process
needs to repeat the displayed
progressive frame.
This information is useful for
progressive content when the
decoder expects the display
process to repeat the displayed
frame for a certain number of
times. This is useful for pull-down
(frame/field repetition by display
system) support
where the display frame rate is
increased without increasing the
decode frame rate.
Default value is 0.
Not applicable for encoder
reconstructed buffers.
Not required for encoder input
buffer
contentType
XDAS_Int32
Input/Ou
tput
Video content type. See
IVIDEO_ContentType
enumeration in Table 4-1 for more
details.
This is useful when the content
is both interlaced and
progressive. The display
process can use this field to
determine how to render the
display buffer.
chromaFormat
XDAS_Int32
Input/Ou
tput
Chroma format for encoder input
data/decoded output buffer. See
XDM_ChromaFormat
enumeration in Table 4-1 for more
details..
scalingWidth
XDAS_Int32
Input/Ou
tput
Scaled image width for post
processing for decoder.
Not applicable for encoders.
scalingHeight
XDAS_Int32
Input/Ou
tput
Scaled image height for post
processing for decoder.
Not applicable for encoders.
rangeMappingLuma
XDAS_Int32
Input/Ou
tput
Applicable for VC1, set to -1 as
default for other codecs
rangeMappingChroma
XDAS_Int32
Input/Ou
tput
Applicable for VC1, set to -1 as
default for other codecs
enableRangeReductionFlag
XDAS_Int32
Input/Ou
tput
Flag indicating whether to enable
range reduction or not.
Valid values are XDAS_TRUE and
XDAS_FALSE.
Applicable only for VC-1

API Reference
4-56
Figure 4-1 shows IVIDEO2_BufDesc structure with the associated variables.
Figure 4-1. IVIDEO2_BufDesc With Associated Parameters.
IVIDEO_VideoLayout
planeDesc[PLANE_INDEX].bufSize.width,
for memType=tiled
planeDesc[PLANE_IN
DEX].bufSize.height,
for memType=titled
planeDesc[PL
ANE_INDEX].
buf
Video Plane(s)
numPlanes, numMetaPlanes
bottomRight (XBR,YRB)
topLeft (XTL,YTL)
Field Interleaved
Field Separated, top field and
bottom field
secondField
OffsetWidth
secondField
OffsetHeight
bottomRight (X,Y)
activeFrameRegion
imageRegion
topLeft (X,Y)
imagePitch
Video Plane

API Reference
4-57
Note:
The following table provides the number of process calls
that needs to be made for interlaced versus progressive for
different cases.
ID
content
Type
input
Width
input
Heigh
t
target
Fram
eRate
dataLayou
t
secondField
OffsetWidth/
Height
0
IVIDEO
_PROG
RESSI
VE
1920
1088
30000
Ignore
Ignore
1
IVIDEO
_INTER
LACED
1920
544
30000
IVIDEO_F
IELD_SEP
ARATED
Non zero
2
IVIDEO
_INTER
LACED
1920
544
30000
IVIDEO_F
IELD_INT
ERLEAVE
D
Ignore
3
IVIDEO
_INTER
LACED
1920
544
30000
IVIDEO_F
IELD_SEP
ARATED
0,0
0: 1920x1080p requires 30 process calls
1: 1920x1080i requires 30 process calls, where each call
accepts two fields in field separated format
2: 1920x1080i requires 30 process calls, where each call
accepts two fields in field interleaved format
3: 1920x1080i requires 60 process calls, where each call
accepts one field
Co-ordinates of imageRegion and activeFrameRegion
should not be –ve. There is no error check perfromed by
encoder for this case
bufSize structure of planeDesc doesn’t carry any meaning.
Buffer size is assumed to be sufficient as per width and
height, so it is don’t care
imagePitch is don’t care if the memType != PAGE and
RAW
In other cases imagePitch = 0 means same as width and
other values of imagePitch are valid and user
responsibility to provide correct value
4.2.1.6 IVIDENC2_Fxns
║ Description
This structure contains pointers to all the XDAIS and XDM interface functions.
║ Fields

API Reference
4-58
Field
Data Type
Input/
Output
Description
Ialg
IALG_Fxns
Input
Structure containing pointers to all the XDAIS
interface functions.
For more details, see TMS320 DSP Algorithm
Standard API Reference (literature number
SPRU360).
*process
XDAS_Int32
Input
Pointer to the process() function. See section 4.4
for more information
*control
XDAS_Int32
Input
Pointer to the control() function. See section 4.4
for more information
4.2.1.7 IVIDENC2_Params
║ Description
This structure defines the creation parameters for an algorithm instance object. Set this data
structure to NULL, if you are not sure of the values to be specified for these parameters. For
the default and supported values, see Table 4-6.
║ Fields
Field
Data Type
Input/
Output
Description
Size
XDAS_Int32
Input
Size of the base or extended (if being used)
data structure in bytes.
Supported Values:
sizeof(IVIDENC2_Params)
sizeof(IH264ENC_Params)
encodingPreset
XDAS_Int32
Input
Preset to control encoder quality. See
XDM_EncodingPreset enumeration in
Table 4-1 for more details.
rateControlPreset
XDAS_Int32
Input
Preset to control rate control selection. See
IVIDEO_RateControlPreset
enumeration in Table 4-1 for more details.
maxHeight
XDAS_Int32
Input
Maximum video height to be supported in
pixels.
maxWidth
XDAS_Int32
Input
Maximum video width to be supported in
pixels.
dataEndianness
XDAS_Int32
Input
Endianness of output data. See
XDM_DataFormat enumeration in Table
4-1 for more details.

API Reference
4-59
Field
Data Type
Input/
Output
Description
maxInterFrameInterval
XDAS_Int32
Input
This is used for setting the maximum number
of B frames between two reference frames.
Distance from I-frame to P-frame:
1 - No B-frames
2 - Insert one B-frame.
3 - Insert two B frames
N - Insert N-1 B frames between two P
frames.
maxBitRate
XDAS_Int32
Input
This parameter along with the
IVIDENC2_DynamicParams ::
targetBitRate is used to
Enable/Disable High Fidelity Variable
Bitrate (HFVBR/CVBR) Rate Control.
Refer Appendix N HFVBR for more details.
minBitRate
XDAS_Int32
Input
Minimum bit rate for encoding in bits per
second
inputChromaFormat
XDAS_Int32
Input
Chroma format for the input buffer.
See XDM_ChromaFormat enumeration in
Table 4-1 for more details.
inputContentType
XDAS_Int32
Input
Video content type of the buffer being
encoded.
See IVIDEO_ContentType enumeration
in Table 4-1 for more details.
operatingMode
XDAS_Int32
Input
Video coding mode of operation.
See IVIDEO_OperatingMode
enumeration in Table 4-1 for details
Profile
XDAS_Int32
Input
Profile indicator of video encoder. See
IH264ENC_Profile enumeration in Table
4-2 for more details.
Level
XDAS_Int32
Input
Level indicator of video encoder.
See IH264ENC_Level enumeration in
Table 4-2 for details.
inputDataMode
XDAS_Int32
Input
Input data mode.
See IVIDEO_DataMode enumeration in
Table 4-1 for details.
outputDataMode
XDAS_Int32
Input
Output data mode.
See IVIDEO_DataMode enumeration in
Table 4-1 for details.
numInputDataUnits
XDAS_Int32
Input
Number of input slices/rows.
Units depend on the inputDataMode,
such as number of slices/rows/blocks, and
so on.
Ignored if inputDataMode is set to full
frame mode.

API Reference
4-60
Field
Data Type
Input/
Output
Description
numOutputDataUnits
XDAS_Int32
Input
Number of output slices/rows.
Units depend on the outputDataMode,
such as number of slices/rows/blocks, and
so on.
Ignored if outputDataMode is set to full
frame mode.
metadataType[IVIDEO_M
AX_NUM_METADATA_PLANE
S]
XDAS_Int32
Input
Type of the each meta data plane, refer
IVIDEO_MetadataType (or extended
enumeration) for possible values
Note:
The following fields of IVIDENC2_Params data structure are level
dependent:
maxHeight
maxWidth
maxInterFrameInterval
To check the values supported for maxHeight and maxWidth use
the following expression:
maxFrameSizeinMbs >= (maxHeight*maxWidth) / 256;
See Table A.1 – Level Limits in ISO/IEC 14496-10 for the
supported
maxFrameSizeinMbs values.
For example, consider you have to check if the following values
are supported for level 2.0:
maxHeight = 480
maxWidth = 720
The supported maxFrameSizeinMbs value for level 2.0 as per
Table A.1 – Level Limits is 396.
Compute the expression as:
maxFrameSizeinMbs >= (480*720) / 256
The value of maxFrameSizeinmbs is 1350 and hence the
condition is not true. Therefore, the above values of maxHeight
and maxWidth are not supported for level 2.0.
See MaxDPB size value by referring to Table A.1 – Level Limits
and make sure currDPBsize <= MaxDPB size
currDPBsize (for 4:2:0 format) =
(maxWidth * maxHeight)* 1.5*(1 +
(maxInterFrameInterval > 1));

API Reference
4-61
minBitrate need to be at least 10% lower than target bitrate
minBitrate need to be at least 2 mbps lower than target bitrate
For an example if 22 mbps is target average bitrate, minBitrate should be
19.8 mbps or lower.
For an example if 10 mbps is target average bitrate, minBitrate should be 8
mbps or lower.
4.2.1.8 IVIDENC2_DynamicParams
║ Description
This structure defines the run-time parameters for an algorithm instance object. Set this data
structure to NULL, if you are not sure of the values to be specified for these parameters. For
the default and supported values, see Table 4-6
║ Fields
Field
Data Type
Input/
Output
Description
size
XDAS_Int32
Input
Size of the basic or extended (if being used) data
structure in bytes
inputHeight
XDAS_Int32
Input
Height of input frame in pixels. For interlaced
case, it is height of one field.
inputWidth
XDAS_Int32
Input
Width of input frame in pixels
When the input width is a non-multiple of 16, the
encoder expects the application to pad the input
frame to the nearest multiple of 16 to the right of
the frame. In this case, application should set
inputWidth to actual width but should provide the
padded input YUV data buffer to encoder. The
encoder then sets the difference of the actual
width and padded width as crop information in
the bit-stream
refFrameRate
XDAS_Int32
Input
Reference or input frame rate in fps * 1000. For
example, if the frame rate is 30, set this field to
30000.
targetFrameRate
XDAS_Int32
Input
Target frame rate in fps * 1000. For example, if
the frame rate is 30, set this field to 30000.
targetBitRate
XDAS_Int32
Input
Target bit-rate in bits per second. For example, if
the bit-rate is 2 Mbps, set this field to 2000000.
intraFrameInter
val
XDAS_Int32
Input
Interval between two consecutive intra frames.
For example:
0 - Only first frame to be intra coded
1 - No inter frames (all intra frames)
N - One intra frame and N-1 inter frames,
where N > 1.

API Reference
4-62
Field
Data Type
Input/
Output
Description
generateHeader
XDAS_Int32
Input
Encode entire access unit or only header. See
XDM_EncMode enumeration for details.
captureWidth
XDAS_Int32
Input
If the field is set to:
0 - Encoded image width is used as pitch.
If encoded image width is non multiple of 16
then it is rounded to next multiple of 16 and
then assigned to pitch.
When an inputWidth is non-multiple of 16,
then the encoder assumes captureWidth as
inputWidth’s next multiple of 16
Any non-zero value, capture width is used
as pitch (if capture width is greater than
image width).
forceFrame
XDAS_Int32
Input
Force the current (immediate) frame to be
encoded as a specific frame type. See
enumeration IVIDEO_FrameType for more
details
interFrameInter
val
XDAS_Int32
Input
Number of B frames between two reference
frames; that is, the number of B frames between
two P frames or I/P frames. DEFAULT(0).
For example, this field will be:
0 - To use maxInterFrameInterval.
1 - Zero B frames between two reference
frames.
2 - One B frame between two reference
frames.
3 - Two B frames between two reference
frames. and so on...
mvAccuracy
XDAS_Int32
Input
Pixel accuracy of the motion vector.
See IVIDENC2_MotionVectorAccuracy
enumeration in Table 4-1 for details.
sampleAspectRat
ioHeight
XDAS_Int32
Input
Sample aspect ratio height. This will be
considered by encoder only when
IH264ENC_VUICodingParams::
aspectRatioIdc is
IH264ENC_ASPECTRATIO_EXTENDED
sampleAspectRat
ioWidth
XDAS_Int32
Input
Sample aspect ratio width. This will be
considered by encoder only when
IH264ENC_VUICodingParams::
aspectRatioIdc is
IH264ENC_ASPECTRATIO_EXTENDED
ignoreOutbufSiz
eFlag
XDAS_Int32
Input
Flag to indicate that for bit-stream buffer size,
application needs codec to expect the requested
size or not
Valid values are XDAS_TRUE and
XDAS_FALSE.

API Reference
4-63
Field
Data Type
Input/
Output
Description
putDataFxn
XDM_DataSy
ncPutFxn
Input
Function pointer to produce data at sub-frame
level
putDataHandle
XDM_DataSy
ncHandle
Input
Handle that identifies the data sync FIFO and is
passed as argument to putData calls
getDataFxn
XDM_DataSy
ncPutFxn
Input
Function pointer to receive data at sub-frame
level
getDataHandle
XDM_DataSy
ncHandle
Input
Handle that identifies the data sync FIFO and is
passed as argument to getData calls
getBufferFxn
XDM_DataSy
ncPutFxn
Input
Function pointer to receive buffer at sub-frame
level
getBufferHandle
XDM_DataSy
ncHandle
Input
Handle that identifies the data sync FIFO and is
passed as argument to getBufferFxn calls
lateAcquireArg
XDAS_Int32
Input
Argument used during late acquire, For all
control() commands other than
#XDM_SETLATEACQUIREARG, this field is
ignored and can therefore be set by the caller to
any value. This is a identifier for a channel in
multi channel scenario.
Note:
The following are the limitations on the parameters of
IVIDENC2_DynamicParams data structure:
inputHeight <= maxHeight
inputWidth <= maxWidth
See Table A.1 – Level Limits in ISO/IEC 14496-10 for the
supported values of maxMbsPerSecond.
Use the following expression to calculate FrameSizeinMbs:
FrameSizeinMbs = (inputWidth * inputHeight) / 256;
Following condition should satisfy
maxMbsPerSecond >= FrameSizeinMbs*targetFrameRate
A note for inputWidth non-multiple of 16 : When an input width is
a non-multiple of 16, the encoder expects the application to pad
the input frame to the nearest multiple of 16 to the right of the
frame. In this case, application should set inputWidth to actual
width but should provide the padded input YUV data buffer to
encoder. The encoder then sets the difference of the actual
width and padded width as crop information in the bit-stream.
When inputWidth is non-multiple of 16, the encoder expects
capture width as padded width(nearest multiple of 16). If the
capture width set is 0 and inputWidth is non-multiple of 16, then

API Reference
4-64
the encoder assumes captureWidth as inputWidth’s next
multiple of 16. In all other cases, the capture width provided
through input parameter is used for input frame processing.
This means that the input frame buffer given to the encoder
should always be multiple of 16. It should not be a problem as it
is possible to configure the capture driver to operate on a
multiple of 16 pitch. We can then direct the encoder to code a
portion of that buffer which could be a non multiple of 16. It is
recommended that the application does appropriate padding so
that the pixels lying outside the non multiple of 16 width are not
uninitialized values. If appropriate padding is not done, it will not
affect encoding functionality but the video quality at the border
MBs may get affected.
Application need not worry about the padding for non-multiple
inputHeight as this will be taken care by encoder internally.
4.2.1.9 IVIDENC2_Inargs
║ Description
This structure defines the run time input arguments for an algorithm instance object.
║ Fields
Field
Data Type
Input/
Output
Description
Size
XDAS_Int32
Input
Size of the basic or extended (if being used) data
structure in bytes.
inputID
XDAS_Int32
Input
Identifier to attach with the corresponding input
frames to be encoded.
Zero (0) is not a supported inputID. This value is
reserved for cases when there no input buffer is
provided.
This is useful when frames require buffering
(example, B frames) and to support buffer
management.
When there is no re-ordering,
IVIDENC2_OutArgs::freeBufId will be the
same as this inputID field.
control
XDAS_Int32
Input
Encoder control operations, By this parameter various
control operations like forcing a frame to be SKIP can
be achieved, See IVIDENC2_Control and
IH264ENC_Control enumerations for more
details.

API Reference
4-65
4.2.1.10 IVIDENC2_Status
║ Description
This structure defines parameters that describe the status of an algorithm instance object.
║ Fields
Field
Data Type
Input/
Output
Description
Size
XDAS_Int32
Input
Size of the basic or extended (if being used)
data structure in bytes.
extendedError
XDAS_Int32
Output
Extended error code.
See XDM_ErrorBit enumeration in Table
4-1 for details.
Data
XDM1_SingleBuf
Desc
Output
Buffer descriptor for data passing
If this field is not used, the application must
set data.buf to NULL.
This buffer can be used as either input or
output, depending on the command.
The buffer will be provided by the
application, and returned to the application
on return of the
IVIDENC1_Fxns.control()
call. The algorithm must not retain a pointer
to this data.
encodingPreset
XDAS_Int32
Output
Encoding preset.
See XDM_EncodingPreset enumeration
in Table 4-1 for details.

API Reference
4-66
Field
Data Type
Input/
Output
Description
rateControlPreset
XDAS_Int32
Output
Rate control preset.
See IVIDEO_RateControlPreset
enumeration in Table 4-1 for details.
maxInterFrameInte
rval
XDAS_Int32
Output
This is used for setting the maximum
number of B frames between two reference
frames.
Distance from I-frame to P-frame:
1 - No B-frames
2 - Insert one B-frame. Not supported
in this version of H264 Encoder
N - Insert N-1 B frames between two P
frames
inputChromaFormat
XDAS_Int32
Output
Chroma format for the input buffer.
See XDM_ChromaFormat enumeration in
Table 4-1 for details.
inputContentType
XDAS_Int32
Output
Video content type of the buffer being
encoded.
See IVIDEO_ContentType enumeration
in Table 4-1 for details.
operatingMode
XDAS_Int32
Output
Mode of video coding.
See IVIDEO_OperatingMode
enumeration in Table 4-1 for details
profile
XDAS_Int32
Output
Profile indicator of video encoder. See
IH264ENC_Profile enumeration for
details
Level
XDAS_Int32
Output
Level indicator of video encoder.
See IH264ENC_Level enumeration in
Table 4-2 for details.
inputDataMode
XDAS_Int32
Output
Input data mode.
See IVIDEO_DataMode enumeration n
Table 4-1 for details.
outputDataMode
XDAS_Int32
Output
Output data Mode.
See IVIDEO_DataMode enumeration n
Table 4-1 for details.
numInputDataUnits
XDAS_Int32
Output
Number of input slices/rows.
Units depend on the inputDataMode,
such as number of slices/rows/blocks, and
so on.
Ignored if inputDataMode is set to full
frame mode.

API Reference
4-67
Field
Data Type
Input/
Output
Description
numOutputDataUnit
s
XDAS_Int32
Output
Number of output slices/rows.
Units depend on the outputDataMode,
such as number of slices/rows/blocks, and
so on.
Ignored if outputDataMode is set to full
frame mode.
configurationID
XDAS_Int32
Output
This is based on the codec configuration
and can be used by the framework to
optimize the save/restore overhead of any
resources used.
bufInfo
XDM1_AlgBufInf
Output
Input and output buffer information.
This field provides the application with the
algorithm's buffer requirements. The
requirements may vary depending on the
current configuration of the algorithm
instance.
See XDM1_AlgBufInfo data structure for
details.
encDynamicParams
IVIDENC2_Dynam
icParams
Output
Dynamic parameters in use by encoder.
See IVIDENC2_DynamicParams
enumeration for more details.
In case of extended dynamic parameters,
algorithm can check the size of Status or
DynamicParams and return the
parameters accordingly.
4.2.1.11 IVIDENC2_OutArgs
║ Description
This structure defines the run-time output arguments for an algorithm instance object.
║ Fields
Field
Data Type
Input/
Output
Description
Size
XDAS_Int32
Input
Size of the basic or extended (if being used)
data structure in bytes.
extendedError
XDAS_Int32
Output
Extended error code.
See XDM_ErrorBit enumeration in Table 4-1
for details.
bytesGenerated
XDAS_Int32
Output
The number of bytes generated during the
IVIDENC2_Fxns::process() call.

API Reference
4-68
Field
Data Type
Input/
Output
Description
encodedFrameType
XDAS_Int32
Output
Frame types for video.
See IVIDEO_FrameType enumeration in
Table 4-1 for details.
inputFrameSkip
XDAS_Int32
Output
Frame skipping modes for video.
See IVIDEO_SkipMode enumeration in Table
4-1 for details.
freeBufID[IVIDEO2_M
AX_IO_BUFFERS]
XDAS_Int32
Output
This is an array of input IDs corresponding to the
buffers that have been unlocked in the current
process call.
The first zero entry in array will indicate end of
valid freeBufIDs within the array
Buffers given by application to encoder (through
process call in IVIDEO2_BufDesc # planeDesc)
continue to be owned by the algorithm until they
are released - indicated by the ID being returned
in this freeBuf array.
The buffers released by the algorithm are
indicated by their non-zero ID (previously
provided through IVIDENC2_InArgs#inputID).
A value of zero (0) indicates an invalid ID. The
first zero entry in array will indicate end of valid
freeBufIDs within the array. Hence, the
application can stop searching the array when it
encounters the first zero entry. If no buffer was
unlocked in the process call, freeBufID[0] will
have a value of zero.
reconBufs
IVIDEO2_Buf
Desc
Output
Pointer to reconstruction buffer descriptor.
See IVIDEO2_BufDesc data structure for
more information
These output buffers correspond to
outBufs->bufs[1]
outBufs->bufs[2]
outBufs->bufs[3]
reconBufs.bufDesc[0].buf is equivalent
to outBufs->bufs[1]
reconBufs.bufDesc[1].buf is equivalent
to outBufs->bufs[2]
reconBufs.bufDesc[2].buf is equivalent
to outBufs->bufs[3]
It is optional for encoder to populate this buffer
descriptor. This implementation does not
populate this descriptor.
4.2.1.12 XDM_Date
║ Description
This structure contains the date and time information.

API Reference
4-69
║ Fields
Field
Data Type
Input/
Output
Description
msecsOfDay
XDAS_Int32
Input
Milliseconds of the day
month
XDAS_Int32
Input
Month (0 = January, 11 = December)
dayOfMonth
XDAS_Int32
Input
Day (1 - 31)
dayOfWeek
XDAS_Int32
Input
Day of week (0 = Sunday, 6 = Saturday)
year
XDAS_Int32
Input
Year (since 0)

API Reference
4-70
4.2.1.13 XDM_Point
║ Description
This structure specifies the two dimensional point.
║ Fields
Field
Data Type
Input/
Output
Description
X
XDAS_Int32
Input
X field of the frame
Y
XDAS_Int32
Input
Y field of the frame
4.2.1.14 XDM_Rect
║ Description
This structure defines the region in the image that is to be encoded.
║ Fields
Field
Data Type
Input/
Output
Description
topLeft
XDM_Point
Input
Top left corner of the frame.
See XDM_Point data structure for details.
bottomRight
XDM_Point
Input
Bottom right corner of the frame.
See XDM_Point data structure for details.
4.2.1.15 XDM_DataSyncDesc
║ Description
This structure provides the descriptor for the chunk of data being transferred in one call to
putData or getData.
║ Fields
Field
Data Type
Input/
Output
Description
size
XDAS_Int32
Input/Ou
tput
Size of this structure
scatteredBlo
cksFlag
XDAS_Int32
Input/Ou
tput
Flag indicating whether the individual data blocks
may be scattered in memory.
*baseAddr
XDAS_Int32
Input/Ou
tput
Base address of single data block or pointer to an
array of data block addresses of size numBlocks.
If scatteredBlocksFlag is set to XDAS_FALSE,

API Reference
4-71
Field
Data Type
Input/
Output
Description
this field points directly to the start of the first block,
and is not treated as a pointer to an array.
If scatteredBlocksFlag is set to XDAS_TRUE,
this field points to an array of pointers to data blocks.
numBlocks
XDAS_Int32
Input/Ou
tput
Number of blocks available
varBlockSize
sFlag
XDAS_Int32
Input/Ou
tput
Flag indicating whether any of the data blocks vary in
size.
Valid values are XDAS_TRUE and XDAS_FALSE.
*blockSizes
XDAS_Int32
Input/Ou
tput
Variable block sizes array.
If varBlockSizesFlag is XDAS_TRUE, this array
contains the sizes of each block.
If varBlockSizesFlag is XDAS_FALSE, this
contains the size of same-size blocks.
Memory for this array (of size numBlocks) has to be
allocated by the caller of the putData API.

API Reference
4-72
4.2.2 H.264 Encoder Data Structures
This section includes the following H.264 Encoder specific extended data structures:
IH264ENC_Params
IH264ENC_RateControlParams
IH264ENC_InterCodingParams
IH264ENC_IntraCodingParams
IH264ENC_NALUControlParams
IH264ENC_SliceCodingParams
IH264ENC_LoopFilterParams
IH264ENC_FMOCodingParams
IH264ENC_DynamicParams
IH264ENC_Inargs
IH264ENC_Status
IH264ENC_OutArgs
IH264ENC_ProcessParams
IH264ENC_ProcessParamsList
IH264ENC_MetaDataFormatNaluInfo
IH264ENC_MetaDataFormatUserDefinedSEI
IH264ENC_Fxns
IH264ENC_VUICodingParams
IH264ENC_StereoInfoParms
IH264ENC_FramePackingSEIParams
IH264ENC_SVCCodingParams
IH264ENC_ROIInput

API Reference
4-73
4.2.2.1 IH264ENC_Params
║ Description
This structure defines the creation parameters and any other implementation specific
parameters for a H.264 Encoder instance object. The creation parameters are defined in the
XDM data structure, IVIDENC2_Params. For the default and supported values Table 4-14.
║ Fields
Field
Data Type
Input/
Output
Description
videnc2Params
IVIDENC2_Params
Input
See IVIDENC2_Params data structure for
details.
rateControlPara
ms
IH264ENC_RateCo
ntrolParams
Input
Controls all rate control related parameters.
See IH264ENC_RateControlParams
data structure for details.
interCodingPara
ms
IH264ENC_InterC
odingParams
Input
Controls all inter coding related parameters.
See IH264ENC_InterCodingParams
data structure for details.
intraCodingPara
ms
IH264ENC_IntraC
odingParams
Input
Controls all intra coding related parameters.
See IH264ENC_IntraCodingParams
data structure for details.
nalUnitControlP
arams
IH264ENC_NALUCo
ntrolParams
Input
Controls the insertion of different NALUs at
different access points in video sequence.
See IH264ENC_NALUControlParams
data structure for details.
sliceCodingPara
ms
IH264ENC_SliceC
odingParams
Input
Controls all slice coding related parameters.
See IH264ENC_SliceCodingParams
data structure for details.
loopFilterParam
s
IH264ENC_LoopFi
lterParams
Input
Controls the in-loop filtering process.
See IH264ENC_LoopFilterParams
data structure for details.
fmoCodingParams
IH264ENC_FMOCod
ingParams
Input
Controls the FMO behavior.
See IH264ENC_FMOCodingParams data
structure for details.
vuiCodingParams
IH264ENC_VUICod
ingParams
Input
Controls the VUI parameters coding.
See IH264ENC_VUICodingParams data
structure for details.
stereoInfoParams
IH264ENC_StereoInf
oParams
Input
Controls the stereo video coding.
See IH264ENCStereoInfoParams
data structure for details.
framePackingSEI
Params
IH264ENC_FrameP
ackingSEIParams
Input
Controls the frame packing SEI parameters
for Stereo Video.
See
IH264ENC_FramePackingSEIParams
data structure for details.

API Reference
4-74
Field
Data Type
Input/
Output
Description
svcCodingParams
IH264ENC_SVCCod
ingParams
Input
Controls the SVC coding parameters.
Refer Annex G of the H.264 standard for
more details of SVC and parameters.
interlaceCoding
Type
XDAS_Int8
Input
Controls the type of interlaced coding.
See
IH264ENC_InterlaceCodingType
enumeration in Table 4-2 for more details.
If stereoInfoPreset !=
IH264_STEREOINFO_DISABLE &&
viewSelfContainedFlag == 0
then it gets overridden as
IH264_INTERLACE_FIELDONLY_ARF
If stereoInfoPreset !=
IH264_STEREOINFO_DISABLE &&
viewSelfContainedFlag == 1
then it gets overridden as
IH264_INTERLACE_FIELDONLY_SPF
bottomFieldIntr
a
XDAS_Int8
Input
Controls the type of coding for second field
for interlaced content
gopStructure
XDAS_Int8
Input
Defines the type of GOP structure, uniform
and non-uniform.
See IH264ENC_GOPStructure
enumeration in Table 4-2 for more details.
entropyCodingMo
de
XDAS_Int8
Input
Controls the entropy coding type.
See IH264ENC_EntropyCodingMode
enumeration in Table 4-2 for more details.
transformBlockS
ize
XDAS_Int8
Input
Transform block size.
See IH264ENC_TransformBlockSize
enumeration in Table 4-2 for more details.
log2MaxFNumMinu
s4
XDAS_Int8
Input
Limits the maximum frame number in the
bit-stream to (1<<
(log2MaxFNumMinus4 + 4))
Range is 0 to12
picOrderCountTy
pe
XDAS_Int8
Input
Picture order count type.
See IH264ENC_PicOrderCountType
enumeration in Table 4-2 for more details.
IH264_POC_TYPE_1 is not supported
when hierarchical P coding is enabled
(numTemporalLayer > 1).
enableWatermark
XDAS_Int8
Input
Enables or Disables water mark SEI
message in the bit stream

API Reference
4-75
Field
Data Type
Input/
Output
Description
IDRFrameInterva
l
XDAS_Int32
Input
Interval between two IDR frames, unit of this
parameter is intraFrameInterval
Example:
0 : Only first I frame as IDR
1 : All I frames are IDR.
2 : 1 out of 2 I frames are IDR starting
from first I frame
N: 1 out of N I frames are IDR starting
from first frame
When (numTemporalLayer > 1)
then IDR frame will reset the temporal
Gop structure and will start a new
temporal Gop structure.
pConstantMemory
XDAS_Int32
Input
This pointer points to the memory area
where constants are located. It has to be in
DDR addressable space by vDMA. This is
useful to allow re-locatable constants for the
applications, which does not use Media
Controller as host. Actual memory
controller/allocator is on another master
processor. If this is set to NULL then
encoder assumes that all constants are
pointed by symbol
H264ENC_TI_ConstData
maxIntraFrameIn
terval
XDAS_Int32
Input
Maximum interval between two consecutive
intra frames. For example:
0 - Only first frame to be intra coded
1 - No inter frames (all intra frames)
N - One intra frame and N-1 inter
frames, where N > 1.
debugTraceLevel
XDAS_UInt32
Input
This parameter configures the codec to
dump a debug trace log
0 – No Trace is enabled
1 – Trace Level 1 is enabled
2 – Trace Level 2 is enabled
3 – Trace Level 3 is enabled
lastNFramesToLo
g
XDAS_UInt32
Input
This parameter configures the codec to
maintain a history of last N frames/pictures.
0 – means only current frame trace is
enabled
1 – means 1 previous frame trace is
enabled apart from current frame
N - means N previous frame trace is
enabled apart from current frame
enableAnalytici
nfo
XDAS_Int8
Input
This parameter configures the codec to
expose analytic info like MVs and SAD
parameters
0 – Disable
Non-Zero - Enable

API Reference
4-76
Field
Data Type
Input/
Output
Description
enableGMVSei
XDAS_Int8
Input
Enable or disable the TI specific GMV SEI
message in the bit stream
0 – Disable
Non-Zero - Enable
constraintSetFl
ags
XDAS_Int8
Input
This parameter controls the values of the
constraint set flags in the bit stream. The
flags that needs to be controlled are
exposed as 4 lower bits of this byte. The 5th
bit is the preset value that tells whether to
use the default values of these flags as set
by encoder or user defined values. The
syntax of these bits is as below (MSB first)
RESVD| RESVD | RESVD | PRESET
|CSF0|CSF1|CSF2
|CSF3
If the PRESET is set to zero then the values
in the CSFX fields are ignored. If PRESET is
1 then encoder takes the values for CSF
fields and codes in the bit stream.
enableRCDO
XDAS_Int8
Input
This parameter is used to enable encoding a
bit stream compliant to Reduced Complexity
Decoding Operations (RCDO) profile
0 – Disable
Non-Zero - Enable
enableLongTermR
efFrame
XDAS_Int32
Input
This parameter is used to support long-term
reference frame.
Setting this parameter equal to 1 will instruct
encoder to keep its recent I/IDR frame in its
reference buffer list. So it increases the
DDR foot print by one frame buffer.
LTRPPeriod
XDAS_Int32
Input
This parameter is used to specify the long-
term reference frame marking interval. This
parameter is in use when
enableLongTermRefFrame =
IH264ENC_LTRP_REFERTOP_REACTIVE
or
IH264ENC_LTRP_REFERTO_PERIODICL
TRP.
numTemporalLaye
r
XDAS_Int8
Input
This parameter controls the temporal Levels
in bit-stream.
1 - Only base layer available in bit-stream.
2 - Maximum temporal level 1 in bit-stream
3 - Maximum temporal level 2 in bit-stream
4 - Maximum temporal level 3 in bit-stream

API Reference
4-77
Field
Data Type
Input/
Output
Description
referencePicMar
king
XDAS_Int8
Input
This parameter used to control the reference
picture marking for any non-zero value
means Long-term Picture (MMCO
Commands)
0 - Short-term Picture (Sliding Window)
1 - Long-term Picture ( MMCO Commands)
reservedParams[
3]
XDAS_Int32
Input
Some part is kept reserved to add
parameters later without changing the foot
print of interface memory
Note:
Any field from the IH264ENC_Params (excluding
IVIDENC2_Params) structure is useful only when the
encodingPreset field of IVIDENC2_Params data structure is
equal to XDM_USER_DEFINED.
constraintSetFlags: Care must be taken in setting the user
defined values for the constrained set flags. The recommended
settings are:
Only in the base line profile the value of the CSF3 can be set to 1, If you
want to convey the level as 1b. In all other cases it must be set to 0.
In base line profile the values of CSF0, CSF1, CSF2 can be set to any
values by application.
In Main profile, the value of the CSF2 must be set to zero if you want to
enable CABAC. It is recommended that this value is set to zero.
In High Profile all the value of CSF should be zero as per standard.
4.2.2.2 IH264ENC_RateControlParams
║ Description
This structure controls rate control behavior. For the default and supported values, see Table
4-8.
║ Fields
Field
Data Type
Input/
Output
Description
rateControlPa
ramsPreset
XDAS_Int8
Input
This preset controls the USER_DEFINED versus
DEFAULT mode. If you are not aware about the
fields, it should be set as
IH264_RATECONTROLPARAMS_DEFAULT
scalingMatrix
Preset
XDAS_Int8
Input
The preset controls between default, noisy,
normal and std_default mode. It also allows for
user to provide user defined scaling matrices at
SPS/PPS level. If you are not aware about the

API Reference
4-78
Field
Data Type
Input/
Output
Description
fields, it should be set as
IH264_SCALINGMATRIX_DEFAULT
rcAlgo
XDAS_Int8
Input
This defines the rate control algorithm to be
used. Only useful if
IVIDENC2::rateControlPreset is set as
IVIDEO_USER_DEFINED
qpI
XDAS_Int8
Input
Initial quantization parameter for I/IDR frames.
Valid Range is -1 to 51
-1 indicates auto initialization else Initial QP.
When rateControlPreset =
IVIDEO_NONE, this quantization parameter is
used by the whole video frame/field.
qpMaxI
XDAS_Int8
Input
Maximum quantization parameter for I/IDR
frame(s).
Range is 0 to 51
qpMinI
XDAS_Int8
Input
Minimum quantization parameter for I/IDR
frame(s).
Range is 0 to 51.
qpP
XDAS_Int8
Input
Initial quantization parameter for P frames.
Valid Range is -1 to 51
-1 indicates auto initialization else Initial QP.
When rateControlPreset =
IVIDEO_NONE, this quantization parameter is
used by the whole video frame/field else qpP is
decided by encoder internally. When rate control
is enabled this parameter is used to encode the
initial QP in PPS
qpMaxP
XDAS_Int8
Input
Maximum quantization parameter for inter
frame(s).
Range is 0 to 51.
qpMinP
XDAS_Int8
Input
Minimum quantization parameter for inter
frame(s).
Range is 0 to 51.
qpOffsetB
XDAS_Int8
Input
Offset of B frames Quantization Parameter from
P frames and offset of the layer 1 frame’s
quantization parameter from the base layer in
case of Hierarchical coding.
qpP + qpOffsetB should be in range of
[0,51]
qpMaxB
XDAS_Int8
Input
Maximum quantization parameter for B frame(s).
Range is 0 to 51.
qpMinB
XDAS_Int8
Input
Minimum quantization parameter for B frame(s).
Range is 0 to 51.

API Reference
4-79
Field
Data Type
Input/
Output
Description
allowFrameSki
p
XDAS_Int8
Input
Controls frame skip.
0 - Frame can never be skipped
Non-zero - Frames can be skipped to
achieve target bit-rate
removeExpensi
veCoeff
XDAS_Int8
Input
Flag to remove high frequency expensive co-
efficients.
chromaQPIndex
Offset
XDAS_Int8
Input
Specifies offset to be added to luma Qp for
addressing QpC values table for chroma
components.
Valid value is between -12 and 12, (inclusive)
IPQualityFact
or
XDAS_Int8
Input
This provides configurality to control I frame
quality with respect to P frame. Higher quality
factor means I frame quality is given higher
importance compared to P frame.
See IH264ENC_FrameQualityFactor data
structure for possible values.
initialBuffer
Level
XDAS_Int32
Input
Initial buffer level for HRD compliance. It informs
that hypothetical decoder can start depending on
the fullness of the HRD buffer.
Initial buffer level should be provided as absolute
value of the buffer size.
HRDBufferSize
XDAS_Int32
Input
Hypothetical reference decoder buffer size. This
size controls the frame skip logic of the encoder.
For low delay applications this size should be
small. This size is in bits.
Maximum value is level dependant and min
value is 4096
minPicSizeRat
ioI
XDAS_Int16
Input
To determine ratio for min picture size.
Allowed values are 1 to 4. Setting this to 0 will
enable encoder to chosen theratio. User has to
specify this value in Q5 format.
minimum picture size is computed in the
following manner,
If minPicSizeRatioI is from 1 to 4
minPicSize = averagePicSize >>
minPicSizeRatioI
If minPicSizeRatioI
is from 5 to 31
minPicSize = averagePicSize *
minPicSizeRatioI
>> Q5
Note that this is guided value to rate control to
determine min picture size and encoder may not
strictly follow this.
maxPicSizeRat
ioI
XDAS_Int16
Input
To determine ratio for max picture size for I
picture.

API Reference
4-80
Field
Data Type
Input/
Output
Description
Upper limit for this parameter in Q5 format
(upperLimitMaxPicSizeRatioI) is equal to
IVIDENC_DynamicParams::intraFrameI
nterval << 5 ;
Allowed values are 2 to 30 & 33 to
upperLimitMaxPicSizeRatioI. Setting
this to 0 and 1 will enable encoder to chosen the
ratio. User has to specify this value in Q5 format.
maximum picture size is computed in the
following manner
If maxPicSizeRatioI is from 2 to 30
maxPicSize = averagePicSize *
maxPicSizeRatioI and
If maxPicSizeRatioI is from 33 to
upperLimitMaxPicSizeRatioI
maxPicSize = averagePicSize *
maxPicSizeRatioI >> Q5
Note that this is guided value to rate control to
determine max picture size and encoder may not
strictly follow this.
minPicSizeRat
ioP
XDAS_Int16
Input
To determine ratio for min picture size for P
pictures. Details similar to
minPicSizeRatioI
maxPicSizeRat
ioP
XDAS_Int16
Input
To determine ratio for max picture size for P
pictures.
Allowed values are 2 to 30 & 33 to 960.
Setting this to 0 and 1 will enable encoder to
chosen the ratio. User has to specify this value in
Q5 format.
Maximum picture size is computed in the
following manner
If maxPicSizeRatioP is from 2 to 30
maxPicSize = averagePicSize *
maxPicSizeRatioP and
If maxPicSizeRatioP is from 33 to 960
maxPicSize = averagePicSize *
maxPicSizeRatioP >> Q5
Note that this is guided value to rate control to
determine max picture size and encoder may not
strictly follow this.
minPicSizeRat
ioB
XDAS_Int16
Input
To determine ratio for min picture size for B
pictures. Details similar to
minPicSizeRatioI
maxPicSizeRat
ioB
XDAS_Int16
Input
To determine ratio for max picture size for B
pictures. Details similar to
maxPicSizeRatioP

API Reference
4-81
Field
Data Type
Input/
Output
Description
enablePRC
XDAS_Int8
Input
Control flag to enable MB level perceptual rate
control
enablePartial
FrameSkip
XDAS_Int8
Input
Control flag to enable partial frame skip. Only
useful with CBR rate control mode
discardSavedB
its
XDAS_Int8
Input
Control Flag to discard saved bits for future
pictures. In VBR ratecontrol mode, the saved bits
in low complexity scenes will be used for future
scene/pictures
With this flag 0, encoder will use saved bits for
future scenes and for any non-zero value
encoder discards the saved bits.
Only useful with VBR ratecontrol mode.
reserved
XDAS_Int8
Input
Some part is maintained as reserved to add
parameters later without changing the foot print
of interface memory
VBRDuration
XDAS_Int32
Input
Duration over which statistics are collected to
switch bit-rate states.Increasing this value will
make VBR wait for longer time before switching
bit-rate state
VBRsensitivit
y
XDAS_Int8
Input
Specifies the target bitrate used by rate control in
high complexity state.
skipDistribut
ionWindowLeng
th
XDAS_Int16
Input
Number of frames over which the skip frames
can be distributed
numSkipInDist
ributionWindo
w
XDAS_Int16
Input
Number of skips allowed within the distribution
window.
enableHRDComp
lianceMode
XDAS_Int8
Input
It controls compliance of H.264 encoder to HRD
model specified in H.264 annexure C trace level
0 : no strict hrd compliance, good for better
quality
Non-Zero : RC behavior complaint to standard
defined HRD
frameSkipThMu
lQ5
XDAS_Int32
Input
Frame skip threshold in Q5 format.
It is computed based on thefollowing equation
frameSkipThreshold = HRDBufferSize –
(frameSkipThMulQ5 * averagePicSize)
>>5
0 : Encoder chosen value
[16,128] : User defined value which will override
encoder chosen value
vbvUseLevelTh
Q5
XDAS_Int32
Input
VBV use level in Q5 format.
Vbv buffer use level is computed based on

API Reference
4-82
Field
Data Type
Input/
Output
Description
the following equation vbvUseLevel =
(vbvUseLevelThQ5 * averagePicSize
)>>5
0 : Encoder chosen value
[16,128] : User defined value which will override
encoder chosen value
ReservedRC[3]
XDAS_Int32
Input
Some part is maintained as reserved to add
parameters later without changing the foot print
of interface memory
Note:
With enablePartialFrameSkip = non-zero, encoder might not
respect the qpMax constraints. Encoded bit-streams might have
macro blocks with QP > qpMax for any picture type.
In VBR rate control algorithm, with a scene change the frame having
scene change will follw qpMaxI and qpMinI irrespective of frame
type
4.2.2.3 IH264ENC_InterCodingParams
║ Description
This structure contains all the parameters which controls inter MBs coding behavior. For the
default and supported values, see. Table 4-9
║ Fields
Field
Data Type
Input/
Output
Description
interCodingPr
eset
XDAS_Int8
Input
This preset controls the USER_DEFINED versus
DEFAULT mode. If you are not aware about the
fields, it should be set as
IH264_INTERCODING_DEFAULT
searchRangeHo
rP
XDAS_Int16
Input
Horizontal search range for P frames.
Possible values: Non zero, maximum up to 144
searchRangeVe
rP
XDAS_Int16
Input
Vertical search range for P frames.
Possible Values: Non-zero, maximum up to 64
searchRangeHo
rB
XDAS_Int16
Input
Horizontal search range for B frames.
Possible values: Non zero, maximum up to 144
searchRangeVe
rB
XDAS_Int16
Input
Vertical search range for B frames.
Possible values: Non-zero, maximum up to 32
interCodingBi
XDAS_Int8
Input
Bias control for having a macro block coded as
inter or intra

API Reference
4-83
Field
Data Type
Input/
Output
Description
as
See IH264ENC_BiasFactor enumeration in
Table 4-2 for possible values
skipMVCodingB
ias
XDAS_Int8
Input
Bias control for having a macro block use skip MV
or regular MV.
See IH264ENC_BiasFactor enumeration in
Table 4-2 for possible values
minBlockSizeP
XDAS_Int8
Input
Minimum block size for P frames.
See IH264ENC_InterBlockSize enumeration
in Table 4-2 for possible values
minBlockSizeB
XDAS_Int8
Input
Minimum block size for B frames.
See IH264ENC_InterBlockSize enumeration
in Table 4-2 for possible values
meAlgoMode
XDAS_Int8
Input
Motion Estimation algorithm Mode. See
IH264ENC_MeAlgoMode in Table 4-2 for possible
values.
Note:
None of the parameters is ignored during run-time.
meAlgoMode = IH264ENC_MOTIONESTMODE_HIGH_SPEED is
supported only with interFrameInterval = 1, minBlockSizeP =
IH264_BLOCKSIZE_16x16 and mvAccuracy =
IVIDENC2_MOTIONVECTOR_QUARTERPEL
When meAlgoMode is slected as
IH264ENC_MOTIONESTMODE_HIGH_SPEED in P picture then a
performance customized flow is enabled in encoder for mode decision. In
that flow IH264ENC_IntraCodingParams :: intraRefreshMethod parameter is
ignored. In the same customized flow IH264ENC_RateControlParams ::
enablePartialFrameSkip is also ignored.
4.2.2.4 IH264ENC_IntraCodingParams
║ Description
This structure defines all the operations on H.264 Encoder instance objects. For the default
and supported values, see Table 4-10.
║ Fields
Field
Data Type
Input/
Output
Description
intraCodingPr
eset
XDAS_Int8
Input
This preset controls the user defined versus
default mode. If you are not aware about the
fields, it should be set as
INTRA_CODING_DEFAULT, other wise

API Reference
4-84
Field
Data Type
Input/
Output
Description
INTRA_CODING_USER_DEFINED.
lumaIntra4x4E
nable
XDAS_Int16
Input
This parameter controls the Luma Intra4x4
encoding in video encoder. A bit-field is provided
for each Luma intra4x4 mode as shown:
HOR_UP|VERT_LEFT|HOR_DOWN|VERT_RIGH
T|DIAG_DOWN_RIGHT|DIAG_DOWN_LEFT|DC
|HOR|VER
Set/ reset particular bit to enable/disable that
mode (0=disable, 1=enable) DC (bit-2) is ignored
Bit-10 and above are ignored
lumaIntra8x8E
nable
XDAS_Int16
Input
This parameter controls the Luma Intra8x8
encoding in video encoder. A bit-field is given for
each Luma intra8x8 mode as shown:
HOR_UP|VERT_LEFT|HOR_DOWN|VERT_RIGH
T|DIAG_DOWN_RIGHT|DIAG_DOWN_LEFT|DC
|HOR|VER
Set/ reset particular bit to enable/disable that
mode (0=disable, 1=enable) DC (bit-2)is ignored
For example : 139(decimal) = 0x8B = 010001011
(bits) = HOR, VER, VERT_LEFT are enabled and
DC is always enabled.
Bit-10 and above are ignored
lumaIntra16x1
6Enable
XDAS_Int8
Input
This parameter controls the Luma Intra16x16
encoding in video encoder. A bit-field is given for
each Luma intra16x16 mode as shown:
PLANE|DC|HOR|VER
Set/ reset particular bit to enable/disable that
mode (0=disable, 1=enable) DC (bit-2)is ignored
Bit-4 and above are ignored
chromaIntra8x
8Enable
XDAS_Int8
Input
This parameter controls the chroma Intra8x8
encoding in video encoder. A bit-field is given for
each chroma intra8x8 mode as shown:
PLANE|VER|HOR|DC
Set/ reset particular bit to enable/disable that
mode (0=disable, 1=enable) DC (bit-0) is ignored
Bit-4 and above are ignored
chromaCompone
ntEnable
XDAS_Int8
Input
This parameter controls the chroma intra
prediction search. You can choose to perform
chroma intra estimation for both Cb and Cr
samples or only on Cr samples.
For more details, see
IH264ENC_ChormaComponent enumeration in

API Reference
4-85
Field
Data Type
Input/
Output
Description
Table 4-2.
intraRefreshM
ethod
XDAS_Int8
Input
Mechanism to do intra refresh.
See IH264ENC_IntraRefreshMethods
enumeration in Table 4-2 for possible values
intraRefreshR
ate
XDAS_Int16
Input
Rate at which intra refresh is done.
Case : intraRefreshMethod =
IH264_INTRAREFRESH_CYCLIC_MBS
This rate is specified as One IntraMB per # MBs.
For example if rate is 20, there has to be one intra
MB(s) per 20 Mbs.
Case : intraRefreshMethod =
IH264_INTRAREFRESH_GDR
Intra Refesh Rate is treated as the number of rows
to be intra refreshed per frame.
gdrOverlapRow
sBtwFrames
XDAS_Int16
Input
Defines the Overlap of the Intra Refresh Region
between successive frame in case the
intraRefreshMethod
IH264_INTRAREFRESH_GDR or else treated to
be don't care. Again gdrOverlapRowsBtwFrames
should be less than intraRefreshRate
constrainedIn
traPredEnable
XDAS_Int16
Input
Controls the intra macroblock coding in P slices.
Valid values are 0,non-zero
intraCodingBi
as
XDAS_Int8
Input
Controls percentage of intra macroblocks. Refer
IH264ENC_IntraCodingBias for supported values.
This control is usefull to tune the HDVICP 2.0
utilization.
Note:
transformBlockSize is applicable only for inter MBs
If transformBlockSize == IH264_TRANSFORM_8x8 then encoder
will only use 8x8 transform for INTER coded MBs
If transformBlockSize == IH264_TRANSFORM_4x4 then encoder
will only use 4x4 transform for INTER coded MBs
If transformBlockSize == IH264_TRANSFORM_ADAPTIVE then
encoder will decide transform size adaptively at MB-level.
Intra refresh mechanism IH264_INTRAREFRESH_GDR is not supported for
interlaced sequences and for ‘B’ frame cases.
4.2.2.5 IH264ENC_NALUControlParams
║ Description

API Reference
4-86
This structure contains all the parameters that define the control mechanism for insertion of
different NALU types at different point in video sequence. For the default and supported
values, see Table 4-11.
║ Fields
Field
Data Type
Input/
Output
Description
naluControlPr
eset
XDAS_Int16
Input
This preset controls the user defined versus
default mode. If you are not aware about the
fields, it should be set as
IH264_NALU_CONTROL_DEFAULT other wise
IH264_NALU_CONTROL_USERDEFINED
naluPresentMa
skStartOfSequ
ence
XDAS_Int16
Input
This parameter controls the insertion of different
NALU at start of sequence
A bit-field is given for each NALU type as shown.
14| 13| 12| 11| 10| 9| 8| 7| 6| 5|
4| 3| 2| 1| 0
UD_SEI|SPS+VUI|FILLER|EOSTREAM|EOSE
Q|AUD|PPS|SPS|SEI|IDR_SLICE|SLICE_D
P_C|SLICE_DP_B|SLICE_DP_A|SLICE|
UNSPECIFIED
Set/reset particular bit to enable/disable that
insertion of that NALU (0=disable, 1=enable)
SLICE_DP_A(bit-2), SLICE_DP_B(bit-3),
SLICE_DP_C(bit-4), SPS_EXT(bit-13) is ignored
and assumed to be zero.
EOSEQ(bit-10), EOSTREAM(bit-11) is ignored
and assumed to be zero.
bits 0-5 are ignored See Appendix B for details.
naluPresentMa
skIDRPicture
XDAS_Int16
Input
This parameter controls the insertion of different
NALU at IDR picture
A bit-field is given for each NALU type as shown:
14| 13| 12| 11| 10| 9| 8| 7| 6| 5|
4| 3| 2| 1| 0
UD_SEI|SPS+VUI|FILLER|EOSTREAM|EOSE
Q|AUD|PPS|SPS|SEI|IDR_SLICE|SLICE_D
P_C|SLICE_DP_B|SLICE_DP_A|SLICE|
UNSPECIFIED
Set/ reset particular bit to enable/disable that
insertion of that NALU (0=disable, 1=enable)
SLICE_DP_A(bit-2), SLICE_DP_B(bit-3),
SLICE_DP_C(bit-4), SPS_EXT(bit-13) is ignored
and assumed to be zero
EOSEQ(bit-10), EOSTREAM(bit-11) is ignored
and assumed to be zero
bits 0-5 are ignored See Appendix B for details.
naluPresentMa
skIntraPictur
e
XDAS_Int16
Input
This parameter controls the insertion of different
NALU at Intra picture(s). A bit-field is given for
each NALU type as shown:

API Reference
4-87
Field
Data Type
Input/
Output
Description
14| 13| 12| 11| 10| 9| 8| 7| 6| 5|
4| 3| 2| 1| 0
UD_SEI|SPS+VUI|FILLER|EOSTREAM|EOSE
Q|AUD|PPS|SPS|SEI|IDR_SLICE|SLICE_D
P_C|SLICE_DP_B|SLICE_DP_A|SLICE|
UNSPECIFIED
Set/ reset particular bit to enable/disable that
insertion of that NALU (0=disable, 1=enable)
SLICE_DP_A(bit-2), SLICE_DP_B(bit-3),
SLICE_DP_C(bit-4), SPS_EXT(bit-13) is ignored
and assumed to be zero
EOSEQ(bit-10), EOSTREAM(bit-11) is ignored
and assumed to be zero
bits 0-5 are ignored See Appendix B for details.
naluPresentMa
skNonIntraPic
ture
XDAS_Int16
Input
This parameter controls the insertion of different
NALU at Non-intra pictures
A bit-field is given for each NALU type as shown:
14| 13| 12| 11| 10| 9| 8| 7| 6| 5|
4| 3| 2| 1| 0
UD_SEI|SPS+VUI|FILLER|EOSTREAM|EOSE
Q|AUD|PPS|SPS|SEI|IDR_SLICE|SLICE_D
P_C|SLICE_DP_B|SLICE_DP_A|SLICE|
UNSPECIFIED
Set/ reset particular bit to enable/disable that
insertion of that NALU (0=disable, 1=enable)
SLICE_DP_A(bit-2), SLICE_DP_B(bit-3),
SLICE_DP_C(bit-4), SPS_EXT(bit-13) is ignored
and assumed to be zero
EOSEQ(bit-10), EOSTREAM(bit-11) is ignored
and assumed to be zero.
bits 0-5 are ignored See Appendix B for details.
naluPresentMa
skEndOfSequen
ce
XDAS_Int16
Input
This parameter controls the insertion of different
NALU at end of sequence
A bit-field is given for each NALU type as shown:
14| 13| 12| 11| 10| 9| 8| 7| 6| 5|
4| 3| 2| 1| 0
UD_SEI|SPS+VUI|FILLER|EOSTREAM|EOSE
Q|AUD|PPS|SPS|SEI|IDR_SLICE|SLICE_D
P_C|SLICE_DP_B|SLICE_DP_A|SLICE|
UNSPECIFIED
Set/ reset particular bit to enable/disable that
insertion of that NALU (0=disable, 1=enable)
Except bit-11 and bit-12, rest all bits are ignored
and assumed to be zero.
See Appendix B for details See Appendix B for
details.

API Reference
4-88
4.2.2.6 IH264ENC_SliceCodingParams
║ Description
This structure contains all the parameters which controls slice encoding. For the default and
supported values, see Table 4-12.
║ Fields
Field
Data Type
Input/
Output
Description
sliceCodingPr
eset
XDAS_Int8
Input
This preset controls the user defined versus
default mode. If you are not aware about the
fields, it should be set as
IH264_SLICECODING_DEFAULT
sliceMode
XDAS_Int16
Input
This defines the control mechanism to split a
picture in slices. It can be a> Single slice per
picture. b> MB based. c> Bytes based(H241) or
d> Offset based in units of rows.
Restriction for H241: The sliceMode 2 is
supported only if the frame width is more than 128
and sliceUnitSize value should be greater
than 256.
sliceUnitSize
XDAS_Int32
Input
If sliceMode ==
IH264_SLICEMODE_MBUNIT, then this
parameter informs the number of macro
blocks in one slice
If sliceMode ==
IH264_SLICEMODE_BYTES, then this
parameter informs the number of bytes in one
slice
If sliceMode ==
IH264_SLICEMODE_OFFSET, then this
parameter informs the number of offset
information provided by user. Actual offset are
provided with sliceRowStartNumber
parameter.
sliceStartOff
set[IH264ENC_
MAX_NUM_SLICE
_START_OFFSET
]
XDAS_Int8
Input
Row numbering is assumed to start from 0.
Entries in this array must have numbers in
ascending order. First slice of the picture is always
starting from 0th row of the picture, so 0th entry is
the offset of second slice in picture.
Example 1: sliceStartOffset[0] = 25 ,
sliceStartOffset [1] = 30,
sliceStartOffset [2] = 40 will result
into 4 slices starting from row# 0, 25, 30 and
40
Example 2: sliceStartOffset [0] = 25
, sliceStartOffset [1] = 70,
sliceStartOffset [2] = 60 is invalid
Example 3: sliceStartOffset [0] = 25
, sliceStartOffset [1] = 50,
sliceStartOffset [2] = 100 will result
into 3 slices starting from row# 0, 25 and 50 (if

API Reference
4-89
Field
Data Type
Input/
Output
Description
number of rows in picture < (100 + 1))
streamFormat
XDAS_Int8
Input
Controls the type of stream: byte stream format or
NALU format
See IH264ENC_StreamFormat enumeration in
enumeration in Table 4-2 for possible values
4.2.2.7 IH264ENC_LoopFilterParams
║ Description
This structure contains all the parameters, which controls loop filtering operations. For the
default and supported values, see Table 4-13.
║ Fields
Field
Data Type
Input/
Output
Description
loopfilterPre
set
XDAS_Int8
Input
This preset controls the user defined versus
default mode. If you are not aware about the
fields, it should be set as
IH264_SLICECODING_DEFAULT
loopfilterDis
ableIDC
XDAS_Int8
Input
Controls H.264 loop filter disabling options
filterOffsetA
XDAS_Int8
Input
Alpha offset for loop filter
Range is [-12, 12] even number
filterOffsetB
XDAS_Int8
Input
Beta offset for loop filter
Range is [-12, 12] even number
4.2.2.8 IH264ENC_FMOCodingParams
║ Description
This structure contains all the parameters which controls FMO operations. For the default
and supported values, see Table 4-14.
║ Fields
Field
Data Type
Input/
Output
Description
fmoCodingPres
et
XDAS_Int8
Input
This preset controls the user defined versus
default mode. If you are not aware about the
fields, it should be set as
IH264_SLICECODING_DEFAULT

API Reference
4-90
Field
Data Type
Input/
Output
Description
numSliceGroup
s
XDAS_Int8
Input
Total number of slice groups.
Valid values are [0,8]
sliceGroupMap
Type
XDAS_Int8
Input
Type of slice group. See
IH264ENC_SliceGroupMapType enumeration in
Table 4-2 for possible values.
sliceGroupCha
ngeDirectionF
lag
XDAS_Int8
Input
Only valid when sliceGroupMapType is equal
to IH264_RASTER_SCAN_SLICE_GRP,
IH264_WIPE_SLICE_GRP or
IH264_WIPE_SLICE_GRP.
See
IH264ENC_SliceGroupChangeDirection
enumeration in Table 4-2 for possible values
sliceGroupCha
ngeRate
XDAS_Int8
Input
Only valid when sliceGroupMapType is equal
to IH264_RASTER_SCAN_SLICE_GRP,
IH264_WIPE_SLICE_GRP or
IH264_WIPE_SLICE_GRP
Valid values are : [0, factor of number of Mbs in a
row]
sliceGroupCha
ngeCycle
XDAS_Int16
Input
Only valid when sliceGroupMapType is equal
to IH264_RASTER_SCAN_SLICE_GRP,
IH264_WIPE_SLICE_GRP or
IH264_WIPE_SLICE_GRP
Valid values can be 0 to
numMbsRowsInPicture, also constrained by
sliceGroupChangeRate*sliceGroupChan
geCycle < totalMbsInFrame
sliceGroupPar
ams[MAXNUMSLC
GPS]
XDAS_Int16
Input
This field is useful when sliceGroupMapType
is equal to either
IH264_INTERLEAVED_SLICE_GRP or
IH264_FOREGRND_WITH_LEFTOVER_SLICE_
GRP
In case of IH264_INTERLEAVED_SLICE_GRP,
the i-th entry in this array is used to specify the
number of consecutive slice group macro blocks to
be assigned to the i-th slice group in raster scan
order of slice group macro block units.
Valid values are 0 to totalMbsInFrame again
constrained by sum of all the elements should not
exceed totalMbsInFrame
In case of
IH264_FOREGRND_WITH_LEFTOVER_SLICE_
GRP:
First entry in the array specify the start
position of foreground region in terms of
macro block number. Valid values are [0,
totalMbsInFrame-1].
Second entry in the array specifies the end

API Reference
4-91
Field
Data Type
Input/
Output
Description
position of foreground region in terms of
macro block number. Valid values are [0,
totalMbsInFrame-1] with following constrains:
endPos > startPos &&
endPosmbsInOneRow >
startPosmbsInOneRow
4.2.2.9 IH264ENC_DynamicParams
║ Description
This structure defines the run-time parameters and any other implementation specific
parameters for a H.264 Encoder instance object. The run-time parameters are defined in the
XDM data structure, IVIDENC2_DynamicParams. For the default and supported values, see
Table 4-20.
║ Fields
Field
Data Type
Input/
Output
Description
videnc2DynamicParams
IVIDENC2_Dynami
cParams
Input
See IVIDENC2_DynamicParams
data structure for details.
rateControlParams
IH264ENC_RateCo
ntrolParams
Input
Controls all rate control related
parameters. Only few are supported to
be changed as part control call.
See
IH264ENC_RateControlParams
data structure for more details.
interCodingParams
IH264ENC_InterC
odingParams
Input
Controls all inter MB coding related
parameters. Only few are supported to
be changed as part control call.
See
IH264ENC_InterCodingParams
data structure for more details
intraCodingParams
IH264ENC_IntraC
odingParams
Input
Controls all intra coding related
parameters. Only few are supported to
be changed as part control call.
See
IH264ENC_IntraCodingParams
data structure for details.

API Reference
4-92
Field
Data Type
Input/
Output
Description
sliceCodingParams
IH264ENC_SliceC
odingParams
Input
Controls all slice coding related
parameters. Only few are supported to
be changed as part control call. See
IH264ENC_SliceCodingParams
data structure for more details.
sliceGroupChangeCycle
XDAS_Int32
Input
Only valid when
sliceGroupMapType is equal to
IH264_RASTER_SCAN_SLICE_GRP,
IH264_WIPE_SLICE_GRP or
IH264_WIPE_SLICE_GRP
Valid values can be 0 to
numMbsRowsInPicture, also
constrained by
sliceGroupChangeRate*sliceG
roupChangeCycle <
totalMbsInFrame
Only valid when
sliceGroupMapType is equal to
IH264_RASTER_SCAN_SLICE_GRP.
Valid values are : [0, factor of number
of Mbs in a row]
searchCenter
XDM_Point
Input
Search center for motion estimation.
XDM_Point.x == 0x7FFF means
ignore searchCenter
enableStaticMBCount
XDAS_Int8
Input
Flag to indicate enable/disable of H.241
defined Static MB count
0 – Disable
Non-Zero - Enable
enableROI
XDAS_Int32
Input
Flag to Enable/Disable ROI coding.
Non-Zero – enable ROI coding.
0 – disable ROI coding.
Default value = 0.
ROI will be automatically disabled in
case of full frame skip and for skip
macroblocks.
reservedDynParams[3]
XDAS_Int32
Input
Some part is maintained as reserved to
add parameters later without changing
the foot print of interface memory
Note:
Any field from the IH264ENC_DynamicParams excluding
IVIDENC2_DynamicParams)structure is useful only when the
encodingPreset field of IVIDENC2_Params data structure is
equal to XDM_USER_DEFINED.

API Reference
4-93
4.2.2.10 IH264ENC_InArgs
║ Description
This structure defines the run-time input arguments for H.264 Encoder instance object.
║ Fields
Field
Data Type
Input/
Output
Description
videnc2InArgs
IVIDENC2_InArgs
Input
See IVIDENC2_InArgs data
structure for details
processId
XDAS_Int32
Input
processId in InArgs was kept to
ease the acquire time optimization
in application code. In N channel
case, acquire is happening for last
channel and this (processId) as
argument is passed into acquire
call. This will make application to
understand that for which process
call, acquire has been made. With
this information application can
optimize the time spent in acquire.
Like, it might have happened that
from last call of acquire, HDVICP2
became unavailable to any further
process call(s). In this scenario
application will get to know that
HDVICP2 was not given to
somebody else from last process
call, and hence it can do some
optimization in acquire routine.
roiInputParams
IH264ENC_RoiInput
Input
This is to pass the ROI related data
to the algorithm.
See IH264ENC_RoiInput data
structure (Section 4.2.2.11) for
details.
inputKey
XDAS_UInt32
Input
This parameter along with the few
important properties of a frame are
used to generate the encrypted
key. If watermarking is enabled
then this encrypted key would be
inserted in the form of user data
unregistered SEI message in the
encoded stream
4.2.2.11 IH264ENC_RoiInput
║ Description

API Reference
4-94
This structure defines the run-time ROI related input information for H.264 Encoder instance
object.
║ Fields
Field
Data Type
Input/
Output
Description
listROI
[IH264ENC_MAX_ROI]
XDM_Rect
Input
This gives the location of each ROI
in terms of top left and bottom right
(x,y) co-ordinates.
roiType[IH264ENC_MAX
_ROI]
XDAS_Int8
Input
Type of each ROI. The supported
types are FACE_OBJECT,
BACKGROUND_OBJECT,
FOREGROUND_OBJECT,
DEFAULT_OBJECT,and
PRIVACY_MASK .
numOfROI
XDAS_Int8
Input
Number of ROIs in the current
frame.
roiPriority[IH264ENC
_MAX_ROI]
XDAS_Int32
Input
Holds the priority information of
each ROI. Valid values include all
integers between -8 and 8,
inclusive. A higher value means
that more importance will be given
to the ROI compared to other
regions. In other words, it
determines the number of bits
given to ROI.
This parameter holds the mask
color information if ROI is of type
privacy mask.
In fixed Qp mode, This filed holds
the Qp value of specified ROI.
4.2.2.12 IH264ENC_Status
║ Description
This structure defines parameters that describe the status of the H.264 Encoder and any
other implementation specific parameters. The status parameters are defined in the XDM
data structure, IVIDENC2_Status.
Note:
This encoder supports a maximum of 36 ROIs in a frame i.e.,
IH264ENC_MAX_ROI is 36.
Overlapping of ROIs of different ROI type is not allowed.
If the ROI is detected as FACE_OBJECT, then a guard band is added
around it. For all other ROI types, no guard band is added.

API Reference
4-95
║ Fields
Field
Data Type
Input/
Output
Description
Videnc2Status
IVIDENC2_Status
Output
See IVIDENC2_Status data structure for
details.
Status of the h264 encoder along with error
information, if any.
rateControlPar
ams
IH264ENC_RateCo
ntrolParams
Output
See IH264ENC_RateControlParams
data structure for details.
interCodingPar
ams
IH264ENC_InterC
odingParams
Output
See IH264ENC_InterCodingParams
data structure for details.
intraCodingPar
ams
IH264ENC_IntraC
odingParams
Output
See IH264ENC_IntraCodingParams
data structure for details.
nalUnitControl
Params
IH264ENC_NALUCo
ntrolParams
Output
See IH264ENC_NALUControlParams
data structure for details.
sliceCodingPar
ams
IH264ENC_SliceC
odingParams
Output
See IH264ENC_SliceCodingParams
data structure for details.
loopFilterPara
ms
IH264ENC_LoopFi
lterParams
Output
See IH264ENC_LoopFilterParams
data structure for details.
fmoCodingParam
s
IH264ENC_FMOCod
ingParams
Output
See IH264ENC_FMOCodingParams data
structure for details.
vuiCodingParam
s
IH264ENC_VUICod
ingParams
Output
See IH264ENC_VUICodingParams data
structure for details.
stereoInfoPara
ms
IH264ENC_Stereo
InfoParams
Output
See IH264ENC_StereoInfoParams
structure for details.
framePackingSE
IParams
IH264ENC_FrameP
ackingSEIParams
Output
See
IH264ENC_FramePackingSEIParams
structure for details.
svcCodingParam
s
IH264ENC_SVCCod
ingParams
Output
See IH264ENC_SVCCodingParams
structure for details.
interlaceCodin
gType
IH264ENC_Interl
aceCodingType
Output
See IH264ENC_InterlaceCodingType
enumeration in Table 4-2 for details.
bottomFieldInt
ra
XDAS_Int8
Output
Controls the type of coding for bottom field
for interlaced content
gopStructure
IH264ENC_GOPStr
ucture
Output
See IH264ENC_GOPStructure
enumeration in Table 4-2 for details
entropyCodingM
ode
IH264ENC_Entrop
yCodingMode
Output
See IH264ENC_EntropyCodingMode
enumeration in Table 4-2 for details.

API Reference
4-96
Field
Data Type
Input/
Output
Description
transformBlock
Size
IH264ENC_Transf
ormBlockSize
Output
See IH264ENC_TransformBlockSize
enumeration in Table 4-2 for details.
log2MaxFNumMin
us4
XDAS_Int8
Output
Limits the maximum frame number in the bit-
stream to (1<< (log2MaxFNumMinus4 + 4))
Range is 0 to 12.
picOrderCountT
ype
IH264ENC_PicOrd
erCountType
Output
See IH264ENC_PicOrderCountType
enumeration in Table 4-2 for details.
enableWatermar
k
XDAS_Int8
Output
This Parameter tells if WaterMark SEI
messages is enabled or disabled in
bitstream
0 – Disable, Non-Zero - Enable
IDRFrameInterv
al
XDAS_Int32
Output
Interval betweenw two IDR frames, it should
be and integer multiple of
intraFrameInterval
maxIntraFrameI
nterval
XDAS_Int32
Output
Maximum Interval between two consecutive
intra frames. For example:
0 - Only first frame to be intra coded
1 - No inter frames (all intra frames)
N - One intra frame and N-1 inter frames,
where N > 1.
debugTraceLeve
l
XDAS_UInt32
Output
Level of trace
lastNFramesToL
og
XDAS_UInt32
Output
Number of previous pictures for which trace
is available
enableAnalytic
info
XDAS_Int8
Output
This parameter configures the codec to
expose analytic info like MVs and SAD
parameters
0 – Disable
Non-Zero – Enable
enableGMVSei
XDAS_Int32
Output
Enable or disable the TI specific GMV SEI
message in the bit stream
0 – Disable
Non-Zero - Enable

API Reference
4-97
Field
Data Type
Input/
Output
Description
constraintSetF
lags
XDAS_Int8
Output
This parameter controls the values of the
constraint set flags in the bit stream. The
flags that needs to be controlled are
exposed as 4 lower bits of this byte. The 5th
bit is the preset value that tells whether to
use the default values of these flags as set
by encoder or user defined values. The
syntax of these bits is as below (MSB first)
RESVD| RESVD | RESVD | PRESET
|CSF0|CSF1|CSF2
|CSF3
If the PRESET is set to zero then the values
in the CSFX fields are ignored. If PRESET is
1 then encoder takes the values for CSF
fields and codes in the bit stream.
enableRCDO
XDAS_Int8
Output
This parameter is used to enable encoding a
bit stream compliant to Reduced Complexity
Decoding Operations (RCDO) profile
0 – Disable
Non-Zero – Enable
enableLongTerm
RefFrame
XDAS_Int8
Output
This parameter is used to support long-term
reference frame.
Setting this parameter equal to 1 will instruct
encoder to keep its recent I/IDR frame in its
reference buffer list. So it increases the DDR
foot print by one frame buffer.
LTRPPeriod
XDAS_Int32
Output
This parameter is used to specify the long-
term reference frame marking interval. This
parameter is in use when
enableLongTermRefFrame =
IH264ENC_LTRP_REFERTOP_REACTIVE
or
IH264ENC_LTRP_REFERTO_PERIODICL
TRP.
searchCenter
XDM_Point
Output
See XDM_Point data structure for details.
enableStaticMB
Count
XDAS_Int8
Output
Flag to indicate enable/disable of H.241
defined Static MB count
0 – Disable
Non-Zero - Enable
extMemoryDebug
TraceAddr
XDAS_UInt32
Output
Address in external memory where the trace
data is available
numTemporalLay
er
XDAS_Int8
Output
This parameter controls the temporal levels
in bit-stream.
referencePicMa
rking
XDAS_Int8
Output
This parameter used to control the reference
picture marking.

API Reference
4-98
Field
Data Type
Input/
Output
Description
extMemoryDebug
TraceSize
XDAS_UInt32
Output
Size of the trace data
enableROI
XDAS_Int8
Output
Flag to indicate enable/disable ROI coding.
Non-Zero – enable ROI coding.
0 – disable ROI coding.
extErrorCode[I
H264ENC_EXTERR
OR_NUM_MAXWORD
S]
XDAS_UInt32
Output
This parameter carries the sub extended
error bits set by encoder if any. In
Configuration failure or run time error ,
application/user can look into these bits to
correct his settings. By default this
parameter carries a value of 0 but if there
exists an error in encoder then a bit(s)
corresponding to the error(s) will be set.
Please see enum
IH264ENC_ExtErrBits for more details.
4.2.2.13 IH264ENC_OutArgs
║ Description
This structure defines the run-time output parameters for the H.264 Encoder instance object.
║ Fields
Field
Data Type
Input/
Output
Description
videnc2OutArg
s
IVIDENC2_OutArg
s
Output
See IVIDENC2_OutArgs data structure for
details.
bytesGenerate
dBotField
XDAS_Int32
Output
Number of bytes generated for bottom field during
the IVIDENC2_Fxns::process()
call. This field is updated only in case of
contentType = Interlaced and both the fields
are provided to codec in single process call
vbvBufferLeve
l
XDAS_Int32
Output
This variable tells the buffer level at the end of
every picture coding from decoder perspective.
The value populated in this variable is latest for
every process call
numStaticMBs
XDAS_Int32
Output
Number of static MBs (defined by H241) in
encoded picture during the
IVIDENC2_Fxns::process()
call. This field is valid only if
dynamicParams.enableStaticMBCount is set to
non-zero.
temporalId
XDAS_Int32
Output
This parameter carries the temporal layer Id of
current frame in Hierarchical encoding.
If the value of

API Reference
4-99
Field
Data Type
Input/
Output
Description
IH264ENC_Params::numTemporalLaye
r parameter is 1
(IH264_TEMPORAL_LAYERS_1, base layer
encoding) then its value is 0 for P-pictures
and 1 for B-pictures.
If the value of
IH264ENC_Params::numTemporalLaye
r parameter is more than 1 (H-P encoding)
then this parameter holds the temporal layer
id of the current picture.
In case of interlace, both the fields will have
the same temporal id.
If the value of
IH264ENC_SVCCodingParams::svcExt
ensionFlag is set
(IH264_SVC_EXTENSION_FLAG_ENABLE)
, then the bit-stream will have the
SSPS,prefix-NALU. The temporal_id value
encoded in the prefix-NALU and the value of
this parameter are same.
control
XDAS_Int32
Output
Encoder control operations. Most of the times it is
IVIDENC2_InArgs::control. But there are certain
cases when it is not same as
IVIDENC2_InArgs::control, hence it is advisable to
look at this output information.
extErrorCode[
IH264ENC_EXTE
RROR_NUM_MAXW
ORDS]
XDAS_UInt32
Output
This parameter carries the sub extended error bits
set by encoder if any. In Configuration failure or
run time error , application/user can look into
these bits to correct his settings. By default this
parameter carries a value of 0 but if there exists
an error in encoder then a bit(s) corresponding to
the error(s) will be set. Please see enum
IH264ENC_ExtErrBits for more details.
Note:
Interpretation of bytesGenerated field depends upon usage of
base/extended class.
If Base class of OutArgs only:
outArgs->bytesGenerated will have bytes generated of a frame for
progressive case
outArgs->bytesGenerated will have sum of bytes generated for both
field if single process call is made for both the fields (interlaced case)
outArgs->bytesGenerated will have bytes generated for each field if
single process call is made for each field (interlaced case)
If Extended class of OutArgs only:
outArgs->bytesGenerated will have bytes generated of a frame for
progressive case
outArgs->bytesGenerated will have sum of bytes generated for both
field if single process call is made for both the fields and

API Reference
4-100
outargsextended->bytesGeneratedBottomField will have bytes
generated for bottom field (interlaced case)
outArgs->bytesGenerated will have bytes generated for each field if
single process call is made for each field (interlaced case)
4.2.2.14 IH264ENC_ProcessParams
║ Description
This structure defines the container for holding the channel information.
║ Fields
Field
Data Type
Input/
Output
Description
handle
IVIDENC2_Handle
Input
Handle for the channel.
inBufs
IVIDEO2_BufDesc *
Input
Input buffers for the channel.
outBufs
XDM2_BufDesc *
Output
Output buffers for the channel.
inArgs
IVIDENC2_InArgs *
Input
Input arguments for the channel.
outArgs
IVIDENC2_OutArgs *
Output
Output arguments for the channel.
4.2.2.15 IH264ENC_ProcessParamsList
║ Description
This structure defines the container for holding the N channel information.
║ Fields
Field
Data Type
Input/
Output
Description
numEntries
XDAS_Int32
Input
Number of channels in the given container.
enableErrorCheck
XDAS_Int32
Output
Checks the non supported features in N
channel scenario
processParams []
IH264ENC_Proces
sParams
Input
Array holding the process parameters. The
array has a maximum of
IH264ENC_MAX_LENGTH_PROCESS_LIST
(24) elements.
4.2.2.16 IH264ENC_MetaDataFormatNaluInfo
║ Description
This structure defines the format of meta data used to provide information about slice.
║ Fields

API Reference
4-101
Field
Data Type
Input/
Output
Description
naluSize
XDAS_Int32
Output
Size of each NAL Unit
4.2.2.17 IH264ENC_MetaDataFormatUserDefinedSEI
║ Description
This structure defines the format of meta data used to provide information about macro-
block.
║ Fields
Field
Data Type
Input/
Output
Description
Size
XDAS_Int32
Input
Size of the payload
payload[IH264
ENC_MAX_SEI_M
ETADTA_BUFSIZ
E]
XDAS_Int8
Input
Payload buffer holding the user
defined SEI
4.2.2.18 IH264ENC_Fxns
║ Description
This structure defines all the operations on H.264 Encoder instance objects.
║ Fields
Field
Data Type
Input/
Output
Description
Ividenc
IVIDENC2_Fxns
Output
See IVIDENC2_Fxns data structure for details.
processMulti
XDAS_Int32
*fnPtr(IH264ENC
_ProcessParamsL
ist
*processList)
Output
Function pointer to the multi-channel process call
definition.
4.2.2.19 IH264ENC_VUICodingParams
║ Description
This structure contains all the parameters, which controls VUI parameters. Refer Annex E of
the H.264 standard for more details of VUI and parameters
║ Fields

API Reference
4-102
Field
Data Type
Input/
Output
Description
vuiCodingPreset
XDAS_Int8
Input
This preset controls the USER_DEFINED
versus DEFAULT mode. If you are not aware
about the fields, it should be set as
IH264_VUICODING_DEFAULT
aspectRatioInfoPres
entFlag
XDAS_UInt
8
Input
This controls the insertion of aspect ratio
information in VUI part of bit-stream
zero : No aspect ratio related information is
transmitted
non-zero : aspect ratio related information
is transmitted
aspectRatioIdc
XDAS_UInt
8
Input
Encoder inserts aspectRatioIdc as it is in
the bit-stream. It is user's responsibility
to input appropriate value.
See Table E-1 of H264 standard or enum
IH264ENC_AspectRatioIdc for valid
values.
When aspectRatioIdc ==
IH264ENC_ASPECTRATIO_EXTENDED(255
), encoder will look at
IVIDENC2_DynamicParams::sampleAsp
ectRatioHeight and
IVIDENC2_DynamicParams::sampleAsp
ectRatioWidth and use them as
sar_height and sar_width
respectively. aspectRatioIdc is left to user
to provide correct value.
if aspectRatioInfoPresentFlag ==0
then encoder ignores this parameter
videoSignalTypePres
entFlag
XDAS_UInt
8
Input
This controls the insertion of video signal type in
VUI part of bit-stream
zero : No video signal related information is
transmitted.
non-zero : video signal related information
is transmitted.
videoFormat
XDAS_UInt
8
Input
This controls the video format type in VUI part of
bit-stream. Encoder inserts
videoFormat(lower 3 bits) as it is in the bit-
stream. It is user's responsibility to provide
appropriate value of this.
See Table E-2 H264 standard or enum
IH264ENC_VideoFormat for valid values.
videoFullRangeFlag
XDAS_UInt
8
Input
This controls the video full range flag in VUI part
of bit-stream.
zero: video range is not full{0, 255}
non-zero: video range is full

API Reference
4-103
Field
Data Type
Input/
Output
Description
timingInfoPresentFl
ag
XDAS_UInt
8
Input
This controls the insertion of timing info related
parameters in VUI part of bit-stream
zero: timing information is present
non-zero: timing information is not present
hrdParamsPresentFla
g
XDAS_UInt
8
Input
This controls the insertion of HRD parameters in
VUI part of bit-stream
zero: HRD Parameters are present
non-zero: HRD Parameters are not present
numUnitsInTicks
XDAS_UInt3
2
Input
This controls the insertion of
numUnitsInTicks parameters in VUI part of
bit-stream
Valid values are [1, targetFrameRate]
If this parameter is set by user then the
targetFrameRate has multiplication
factor of numUnitInTicks instead of
1000
4.2.2.20 IH264ENC_StereoInfoParams
║ Description
This structure contains all the parameters, which controls stereo video coding. Refer Annex
D of the H.264 standard for more details of Stereo Video Coding and parameters.
║ Fields
Field
Data Type
Input/
Output
Description
stereoInfoPreset
XDAS_UInt8
Input
This preset controls the Enable/Disable of
stereo videoc coding.
if enabled then USER_DEFINED or DEFAULT
mode. If user wants stereo video coding and
not aware about the fields, it should be set as
IH264_STEREO_ENABLE_DEFAULT
topFieldIsLeftViewFlag
XDAS_UInt
8
Input
This controls top field in video coded sequence
as a left view or right view.
zero : Top field is Left View
non-zero: Top field is Right view
viewSelfContainedFlag
XDAS_UInt
8
Input
This controls the Left/Right view should refer
Left view or Right view.
Zero
Leftview can refer to Leftview or Rightview.
Right view can refer to Leftview or
Rightview.
Non-zero
Leftview can refer only to Leftview
Rightview can refer only to Rightview

API Reference
4-104
4.2.2.21 IH264ENC_FramePackingSEIParams
║ Description
This structure contains all the parameters, which controls Frame Packing SEI. Refer Annex D
of the H.264 standard for more details of Frame Packing SEI Coding and parameters.
║ Fields
Field
Data Type
Input/
Output
Description
framePackingPreset
XDAS_UInt
8
Input
This Preset controls the Enable/Disable of Frame
packing SEI message encoding. If its enable
then controls the USER_DEFINED vs DEFAULT
mode. If User is not aware about following fields,
it should be set as
IH264_FRAMEPACK_SEI_ENABLE_DEFAULT
0: Frame packing SEI is Disabled
(IH264_FRAMEPACK_SEI_DISABLE)
1: Default Frame packing SEI parameters
(IH264_FRAMEPACK_SEI_ENABLE_DEF
AULT)
2: User defined Frame packing SEI
information pamameters
(IH264_FRAMEPACK_SEI_USERDEFINE
D)
When Frame packing SEI coding is enabled then
input content type (coding type) should be
Progressive coding.
framePackingType
XDAS_UInt
8
Input
Indicates that frame packing arrangement type
Refer IH264ENC_FramePackingType for
possible values
frame0PositionX
XDAS_UInt
8
Input
location of the upper left sample of frame 0 (Left
view) in horizontal direction
Note: Only the lower 4 bits are considered
frame0PositionY
XDAS_UInt
8
Input
location of the upper left sample of frame 0 (Left
view) in vertical direction
Note: Only the lower 4 bits are considered
frame1PositionX
XDAS_UInt
8
Input
location of the upper left sample of frame 1
(Right view) in horizontal direction
Note: Only the lower 4 bits are considered
frame1PositionY
XDAS_UInt
8
Input
location of the upper left sample of frame 1
(Right view) in vertical direction
Note: Only the lower 4 bits are considered
reservedByte
XDAS_UInt
8
Input
Value of
frame_packing_arrangement_reserved
_byte syntax element

API Reference
4-105
4.2.2.22 IH264ENC_SVCCodingParams
║ Description
This structure contains all the parameters, which controls SVC Coding and parameters.
║ Fields
Field
Data Type
Input/
Output
Description
svcExtensionFlag
XDAS_UInt
8
Input
This parameter configures the codec to put SVC
extensions in the bit-stream. For normal H.264
operation, this Flag needs to be ZERO (default
value). For Encoder instance to encode SSPS,
Prefix-NALU, Coded Slice in the bit-stream, this
flag needs to be set.
0:IH264_SVC_EXTENSION_FLAG_DISABL
E - Disables all SVC features/syntaxes and
rest of the structure is not read/respected.
1:IH264_SVC_EXTENSION_FLAG_ENABL
E - Encodes the required SVC related
syntaxes of the layer for which H.264 Codec
has been instantiated.
2:IH264_SVC_EXTENSION_FLAG_ENABL
E_WITH_EC_FLEXIBILITY - Encodes the
required SVC related syntaxes of the layer
for which H.264 Codec has been
instantiated. This mode is used to generate
the bitstream which is compatible to TI-SVC
decoder and which will make work easy of
TI-SVC decoder’s Error Concelment by
putting info no_inter_layer_pred_flag in the
svc-bitstream slice header.
dependencyID
XDAS_UInt
8
Input
This parameter tell whether the current instance
is for Base layer or for enhancement layer and
also conveys Layer ID Info. This field is
respected only when svcExtensionFlag is set.
For configuring the encoder instance for BL then
this parameter should be ZERO. For
configuring the encoder instance for EL, this
parameter should hold the value of the layer ID
qualityID
XDAS_UInt
8
Input
This parameter tells Quality ID of the layer that
the current instance of encoder is going to
encode. This field is respected only when
svcExtensionFlag is set. For configuring the
encoder instance for BL then this parameter
should be ZERO
enhancementProfileID
XDAS_UInt
8
Input
This parameter conveys the enhancement
encoder instance like what should be the profile
ID to be encoded in the Sub-Sequence
Parameter Set (SSPS).This parameter is dont
care when, the svcExtensionFlag is not
set.Possible values are
IH264SVC_BASELINE_PROFILE (83) or
IH264SVC_HIGH_PROFILE (86)

API Reference
4-106
Field
Data Type
Input/
Output
Description
layerIndex
XDAS_UInt
8
Input
This parameter conveys the enhancement
encoder instance like what should be the
pic_parameter_set_id and seq_parameter_set_id
to be encoded in the Picture Parameter Set
(PPS) and Sub-Sequence Parameter
Set (SSPS). layerIndex is don’t care or treated to
be ZERO when svcExtensionFlag is not enabled
refLayerDQId
XDAS_Int8
Input
This parameter conveys the the DQ Id of the
ReferenceLayer.

API Reference
4-107
4.3 Default and Supported Values of Parameters
This section provides the default and supported values for the following data structures:
IVIDENC2_Params
IVIDENC2_DynamicParams
IH264ENC_RateControlParams
IH264ENC_InterCodingParams
IH264ENC_IntraCodingParams
IH264ENC_NALUControlParams
IH264ENC_SliceCodingParams
IH264ENC_LoopFilterParams
IH264ENC_FMOCodingParams
IH264ENC_VUICodingParams
IH264ENC_StereoInfoParams
IH264ENC_FramePackingSEIParams
IH264ENC_SVCCodingParams
IH264ENC_Params
IH264ENC_DynamicParams
Table 4-6. Default and Supported Values for IVIDENC2_Params
Field
Default Value
Supported Value
Size
sizeof(IH264ENC_Pa
rams)
sizeof(IVIDENC2_Params)
sizeof(IH264ENC_Params)
ENCODINGPRESET
XDM_DEFAULT
XDM_DEFAULT
XDM_HIGH_SPEED
XDM_USER_DEFINED
XDM_HIGH_SPEED_MED_QUALITY 1
XDM_MED_SPEED_HIGH_QUALITY 2
rateControlPreset
IVIDEO_STORAGE
IVIDEO_STORAGE
IVIDEO_NONE
IVIDEO_USER_DEFINED
IVIDEO_RATECONTROLPRESET_DEFAULT
IVIDEO_LOW_DELAY
maxHeight
1088
[80, 4096] if contentType is
IVIDEO_PROGRESSIVE
[80, 2048]: if contentType is
IVIDEO_INTERLACED

API Reference
4-108
Field
Default Value
Supported Value
maxWidth
1920
[96, 4352]
dataEndianness
XDM_BYTE
XDM_BYTE
maxInterFrameInte
rval
1
[1,31] if contentType is
IVIDEO_PROGRESSIVE
[1, 16]: if contentType is
IVIDEO_INTERLACED
When(numTemporalLayer > 1), then
maxInterFrameInterval =
interFrameInterval = 1
maxBitRate
-1
Any Value, see Appendix N HFVBR .
minBitRate
0
Any Value, See Notes as part of section 4.2.1.7
inputChromaFormat
XDM_YUV_420SP
XDM_YUV_420SP
inputContentType
IVIDEO_PROGRESSIVE
IVIDEO_PROGRESSIVE
IVIDEO_PROGRESSIVE_FRAME
IVIDEO_INTERLACED
IVIDEO_INTERLACED_FRAME
operatingMode
IVIDEO_ENCODE_ONLY
IVIDEO_ENCODE_ONLY
Profile
IH264_HIGH_PROFILE
IH264_BASELINE_PROFILE
IH264_MAIN_PROFILE
IH264_HIGH_PROFILE
IVIDENC2_DEFAULTPROFILE
Level
IH264_LEVEL_40
IH264_LEVEL_10
IH264_LEVEL_1b
IH264_LEVEL_11
IH264_LEVEL_12
IH264_LEVEL_13
IH264_LEVEL_20
IH264_LEVEL_21
IH264_LEVEL_22
IH264_LEVEL_30
IH264_LEVEL_31
IH264_LEVEL_32
IH264_LEVEL_40
IH264_LEVEL_41
IH264_LEVEL_42
IH264_LEVEL_50
IH264_LEVEL_51
IVIDENC2_DEFAULTLEVEL
inputDataMode
IVIDEO_ENTIREFRAME
IVIDEO_ENTIREFRAME
IVIDEO_NUMROWS
outputDataMode
IVIDEO_ENTIREFRAME
IVIDEO_ENTIREFRAME

API Reference
4-109
Field
Default Value
Supported Value
IVIDEO_FIXEDLENGTH
IVIDEO_SLICEMODE
When minBitRate != 0 then only
IVIDEO_ENTIREFRAME is supported
numInputDataUnits
1
Ignored and assumed to be 1
numOutputDataUnit
s
1
[1,64]
metadataType[IVID
EO_MAX_NUM_METADA
TA_PLANES]
IVIDEO_METADATAPLA
NE_NONE
IVIDEO_METADATAPLANE_NONE
IH264_USER_DEFINED_SCALINGMATRIX
IH264_SEI_USER_DATA_UNREGISTERED
Note:
XDM_HIGH_SPEED_MED_QUALITY parameters are same as
XDM_DEFAULT
XDM_MED_SPEED_HIGH_QUALITY is same as XDM_DEFAULT except
the change in minBlockSizeP and minBlockSizeB to
IH264_BLOCKSIZE_8x8 instead of IH264_BLOCKSIZE_16x16
For low delay rate control options maxInterFrameInterval can not be
more than 1 and contentType can not be IVIDEO_INTERLACED
Table 4-7. Default and Supported Values for IVIDENC2_DynamicParams
Field
Default Value
Supported Value
size
sizeof(IH264ENC_Dyna
micParams)
sizeof(IVIDENC2_DynamicParams)
sizeof(IH264ENC_DynamicParams)
inputHeight
1088
[80, 4096] if contentType is
IVIDEO_PROGRESSIVE
[80, 2048]: if contentType is
IVIDEO_INTERLACED
inputWidth
1920
[96, 4352]
refFrameRate
30000
Ignore
targetFrameRate
30000
Valid Values as per Level Limit
targetBitRate
12000000
Valid Values (> 16*1024) as per Level Limit
intraFrameInter
val
30
Any value >=0
generateHeader
XDM_ENCODE_AU
XDM_ENCODE_AU
XDM_GENERATE_HEADER
captureWidth
1920
>= inputWidth

API Reference
4-110
Field
Default Value
Supported Value
forceFrame
IVIDEO_NA_FRAME
IVIDEO_NA_FRAME
IVIDEO_IDR_FRAME
interFrameInter
val
1
[1,31] if contentType is
IVIDEO_PROGRESSIVE
[1, 16]: if contentType is
IVIDEO_INTERLACED
mvAccuracy
IVIDENC2_MOTIONVECTO
R_QUARTERPEL
IVIDENC2_MOTIONVECTOR_QUARTERPEL
IVIDENC2_MOTIONVECTOR_PIXEL
sampleAspectRat
ioHeight
1
Any value, only lower 16 bits are considered by
encoder
sampleAspectRat
ioWidth
1
Any value, only lower 16 bits are considered by
encoder
ignoreOutbufSiz
eFlag
XDAS_TRUE
[0,non-zero]
*putDataFxn
NULL
Valid function pointer, NULL
putDataHandle
0
Any Value
*getDataFxn
NULL
Valid function pointer, NULL
getDataHandle
0
Any Value
getBufferFxn
0
Valid function pointer, NULL
getBufferHandle
NULL
Valid function pointer, NULL
lateAcquireArg
IRES_HDVICP2_UNKNOWN
LATEACQUIREARG (-1)
Any Value
Table 4-8. Default and Supported Values for IH264ENC_RateControlParams
Field
Default Value
Supported Value
rateControlParams
Preset
IH264_RATECONTROLP
ARAMS_DEFAULT
IH264_RATECONTROLPARAMS_DEFAULT
IH264_RATECONTROLPARAMS_USERDEFI
NED
IH264_RATECONTROLPARAMS_EXISTING
scalingMatrixPres
et
IH264_SCALINGMATRI
X_NORMAL(if
profile == HIGH)
IH264_SCALINGMATRI
X_NONE(if profile
!= HIGH)
IH264_SCALINGMATRIX_NONE
IH264_SCALINGMATRIX_NORMAL
IH264_SCALINGMATRIX_NOISY
IH264_SCALINGMATRIX_STD_DEFAULT
IH264_SCALINGMATRIX_USERDEFINED_
SPSLEVEL
IH264_SCALINGMATRIX_USERDEFINED_
PPSLEVEL

API Reference
4-111
Field
Default Value
Supported Value
rcAlgo
IH264_RATECONTROL_
DEFAULT
IH264_RATECONTROL_DEFAULT
IH264_RATECONTROL_PRC
IH264_RATECONTROL_PRC_LOW_DELAY
qpI
28
[-1,51]
qpMaxI
36
[0,51]
qpMinI
10
[0,51]
qpP
28
[-1,51]
qpMaxP
40
[0,51]
qpMinP
10
[0,51]
qpOffsetB
4
The value of (qpP + qpOffsetB) should
be in range of [0,51]
qpMaxB
44
[0,51]
qpMinB
10
[0,51]
allowFrameSkip
0
Not supported – don’t care
removeExpensiveCo
eff
0
0,non-zero
chromaQPIndexOffs
et
0
[-12,12]
IPQualityFactor
IH264_QUALITY_FACT
OR_DEFAULT
Ignore
initialBufferLeve
l
Equal to
HRDBufferSize
Any value between –(2^31 -10^8) to (2^31 -
10^8)
HRDBufferSize
2*targetBitRate
for VBR Rate
Control
½*targetBitRate
for CBR
RateControl
Any value which is level compliant
minPicSizeRatioI
0
[0,4] & [5,31]
maxPicSizeRatioI
640
[0,30] & [33 to
(IVIDENC_DynamicParams::intraFrameIn
terval * 32 )] , except 31 and 32
minPicSizeRatioP
0
[0,4] & [5,31]

API Reference
4-112
Field
Default Value
Supported Value
maxPicSizeRatioP
0
[0,960] except 31 and 32
minPicSizeRatioB
0
[0,4]&[5,31]
maxPicSizeRatioB
0
[0,960] except 31 and 32
enablePRC
1
[0, non-zero]
enablePartialFram
eSkip
0
[0, non-zero]
discardSavedBits
0
[0, non-zero]
reserved
0
VBRDuration
8
[0,3600]
VBRsensitivity
0
[0,8]
skipDistributionW
indowLength
5
[0,10]
numSkipInDistribu
tionWindow
1
[0,10]
enableHRDComplian
ceMode
1
[0, non-zero]
frameSkipThMulQ5
0
0 & [16,128]
vbvUseLevelThQ5
0
0 & [16,128]
Note:
For low delay rate control options maxInterFrameInterval can
not be more than 1 and contentType can not be
IVIDEO_INTERLACED
Table 4-9. Default and Supported Values for IH264ENC_InterCodingParams
Field
Default Value
Supported Value
interCodingPreset
IH264_INTERCODING_
DEFAULT
IH264_INTERCODING_DEFAULT
IH264_INTERCODING_USERDEFINED
IH264_INTERCODING_EXISTING
IH264_INTERCODING_MED_SPEED_HIGH
_QUALITY
IH264_INTERCODING_HIGH_SPEED

API Reference
4-113
Field
Default Value
Supported Value
searchRangeHorP
144
[16,144]
searchRangeVerP
32
[16,64]
searchRangeHorB
144
[16,144]
searchRangeVerB
16
[16,32]
interCodingBias
IH264_BIASFACTOR_D
EFAULT
Ignore
skipMVCodingBias
IH264_BIASFACTOR_D
EFAULT
IH264_BIASFACTOR_DEFAULT
IH264_BIASFACTOR_LOW
IH264_BIASFACTOR_MILD
IH264_BIASFACTOR_ADAPTIVE
minBlockSizeP
IH264_BLOCKSIZE_DE
FAULT
IH264_BLOCKSIZE_16x16
IH264_BLOCKSIZE_DEFAULT
IH264_BLOCKSIZE_8x8
minBlockSizeB
IH264_BLOCKSIZE_DE
FAULT
IH264_BLOCKSIZE_16x16
IH264_BLOCKSIZE_DEFAULT
IH264_BLOCKSIZE_8x8
meAlgoMode
IH264ENC_MOTIONEST
MODE_DEFAULT
IH264ENC_MOTIONESTMODE_DEFAULT
IH264ENC_MOTIONESTMODE_HIGH_SPEE
D
Note:
minBlockSizeP and minBlockSizeB should be same if there
is B frame.
Table 4-10. Default and Supported Values for IH264ENC_IntraCodingParams
Field
Default Value
Supported Value
intraCodingPreset
IH264_INTRACODING
_DEFAULT
IH264_INTRACODING_DEFAULT
IH264_INTRACODING_USERDEFINED
IH264_INTRACODING_EXISTING
IH264_INTRACODING_HIGH_SPEED
lumaIntra4x4Enabl
e
0xFF if (profile
!=
IH264_HIGH_PROFIL
E)
0x0 if (profile
==
IH264_HIGH_PROFIL
E
[0x000, 0x1FF]

API Reference
4-114
Field
Default Value
Supported Value
&&
inputContentType
==
IVIDEO_PROGRESSIV
E)
0x1F if (profile
==
IH264_HIGH_PROFIL
E
&&
inputContentType
!=
IVIDEO_PROGRESSIV
E)
lumaIntra8x8Enabl
e
0x0 if (profile
!=
IH264_HIGH_PROFIL
E)
0xFF if (profile
==
IH264_HIGH_PROFIL
E
&&
inputContentType
==
IVIDEO_PROGRESSIV
E)
0x1F if (profile
==
IH264_HIGH_PROFIL
E
&&
inputContentType
!=
IVIDEO_PROGRESSIV
E)
[0x000, 0x1FF]
lumaIntra16x16Ena
ble
0xF
[0x0, 0xF]
chromaIntra8x8Ena
ble
0xF
[0x0, 0xF]
chromaComponentEn
able
IH264_CHROMA_COMP
ONENT_DEFAULT
IH264_CHROMA_COMPONENT_CR_ONLY
IH264_CHROMA_COMPONENT_CB_CR_BOTH
intraRefreshMetho
d
IH264_INTRAREFRES
H_DEFAULT
IH264_INTRAREFRESH_DEFAULT
IH264_INTRAREFRESH_CYCLIC_MBS
IH264_INTRAREFRESH_GDR
intraRefreshRate
0
>=0, effective only intraRefreshMethod !=

API Reference
4-115
Field
Default Value
Supported Value
IH264_INTRAREFRESH_DEFAULT
gdrOverlapRowsBtw
Frames
0
<= intraRefreshRate
constrainedIntraP
redEnable
0
Zero, non-zero
intraCodingBias
IH264ENC_INTRACOD
INGBIAS_DEFAULT
IH264ENC_INTRACODINGBIAS_DEFAULT
IH264ENC_INTRACODINGBIAS_HIGH_SPE
ED
Table 4-11. Default and Supported Values for IH264ENC_NALUControlParams
Field
Default Value
Supported Value
naluControlPreset
IH264_NALU_CONTRO
L_DEFAULT
IH264_NALU_CONTROL_DEFAULT
IH264_NALU_CONTROL_USERDEFINED
naluPresentMaskStartOf
Sequence
0x01A0
See Appendix B for more details
naluPresentMaskIDRPic
ture
0x01A0
See Appendix B for more details
naluPresentMaskIntraPi
cture
0x0002
See Appendix B for more details
naluPresentMaskNonIntr
aPicture
0x0002
See Appendix B for more details
naluPresentMaskEndOf
Sequence ;
0x0C00
See Appendix B for more details
Table 4-12. Default and Supported Values for IH264ENC_SliceCodingParams
Field
Default Value
Supported Value
sliceCodingPreset
IH264_SLICECODING
_DEFAULT
IH264_SLICECODING_DEFAULT
IH264_SLICECODING_USERDEFINED
IH264_SLICECODING_EXISTING
sliceMode
IH264_SLICEMODE_D
EFAULT
IH264_SLICEMODE_NONE
IH264_SLICEMODE_MBUNIT
IH264_SLICEMODE_OFFSET
IH264_SLICEMODE_BYTES
sliceUnitSize
0
[6,number_of_mbs_in_picture]: when sliceMode
== IH264_SLICEMODE_MBUNIT
[256, Any Number]: when sliceMode ==

API Reference
4-116
Field
Default Value
Supported Value
IH264_SLICEMODE_BYTES
Ignore if sliceMode !=
IH264_SLICEMODE_MBUNIT && sliceMode
!= IH264_SLICEMODE_BYTES
sliceStartOffset[
IH264ENC_MAX_NUM_
SLICE_START_OFFSE
T]
{0, 0, 0}
Increasing order: Any Value >=0 .
streamFormat
IH264_STREAM_FORM
AT_DEFAULT
IH264_BYTE_STREAM
IH264_NALU_STREAM
Note:
sliceMode == IH264_SLICEMODE_BYTES is only supported
under below conditions:
Width >= 128 pixels
inputContentType != IVIDEO_INTERLACED
entropyCodingMode != IH264_ENTROPYCODING_CABAC
interFrameInterval == 1 (No ‘B’ Frames)
streamFormat==IH264_NALU_STREAM is only supported when
outputDataMode == IVIDEO_SLICEMODE with sub frame level
communications
Table 4-13. Default and Supported Values for IH264ENC_LoopFilterParams
Field
Default Value
Supported Value
loopfilterPreset
IH264_LOOPFILTER_
DEFAULT
IH264_LOOPFILTER_DEFAULT
IH264_LOOPFILTER_USERDEFINED
loopfilterDisable
IDC
IH264_DISABLE_FIL
TER_DEFAULT
IH264_DISABLE_FILTER_NONE
IH264_DISABLE_FILTER_ALL_EDGES
IH264_DISABLE_FILTER_SLICE_EDGES
filterOffsetA
0
[-12, 12] even value
filterOffsetB
0
[-12, 12] even value
Table 4-14. Default and Supported Values for IH264ENC_FMOCodingParams
Field
Default Value
Supported Value
fmoCodingPreset
IH264_FMOCODING_D
EFAULT
IH264_FMOCODING_NONE

API Reference
4-117
Field
Default Value
Supported Value
numSliceGroups
1
Ignore
sliceGroupMapType
IH264_SLICE_GRP_M
AP_DEFAULT
Ignore
sliceGroupChangeD
irectionFlag
IH264ENC_SLICEGRO
UP_CHANGE_DIRECTI
ON_DEFAULT
Ignore
sliceGroupChangeR
ate
0
Ignore
sliceGroupChangeC
ycle
0
Ignore
sliceGroupParams[
MAXNUMSLCGPS]
{0 ,0}
Ignore
Table 4-15. Default and Supported Values for IH264ENC_VUICodingParams
Field
Default Value
Supported Value
vuiCodingPreset
IH264_VUICODING_D
EFAULT
IH264_VUICODING_DEFAULT
IH264_VUICODING_USERDEFINED
aspectRatioInfoPr
esentFlag
0
0,non-zero
aspectRatioIdc
0
[0,255]: No Error Check, user is responsible to
provide correct value
videoSignalTypePr
esentFlag
0
0,non-zero
videoFormat
IH264ENC_VIDEOFOR
MAT_NTSC
IH264ENC_VIDEOFORMAT_COMPONENT
IH264ENC_VIDEOFORMAT_PAL
IH264ENC_VIDEOFORMAT_NTSC
IH264ENC_VIDEOFORMAT_SECAM
IH264ENC_VIDEOFORMAT_MAC
IH264ENC_VIDEOFORMAT_UNSPECIFIED
videoFullRangeFla
g
0
0,non-zero
timingInfoPresent
Flag
0
0,non-zero
hrdParamsPresentF
lag
0
0,non-zero
numUnitsInTicks
1000
[1,targetFrameRate]

API Reference
4-118
Table 4-16. Default and Supported Values for IH264ENC_StereoInfoParams
Field
Default Value
Supported Value
stereoInfoPreset
IH264_STEREOINFO_
DISABLE
IH264_STEREOINFO_DISABLE
IH264_STEREOINFO_ENABLE_DEFAULT
IH264_STEREOINFO_ENABLE_USERDEFIN
ED
topFieldIsLeftViewFlag
1
0,non-zero
viewSelfContainedFlag
0
0,non-zero
Table 4-17. Default and Supported Values for IH264ENC_FramePackingSEIParams
Field
Default Value
Supported Value
framePackingPreset
IH264_FRAMEPACK_S
EI_DISABLE
IH264_FRAMEPACK_SEI_DISABLE
IH264_FRAMEPACK_SEI_ENABLE_DEFAUL
T
IH264_FRAMEPACK_SEI_USERDEFINED
framePackingType
IH264_FRAMEPACK_T
YPE_DEFAULT
IH264_FRAMEPACK_CHECKERBOARD
IH264_FRAMEPACK_COLUMN_INTERLEAVI
NG
IH264_FRAMEPACK_ROW_INTERLEAVING
IH264_FRAMEPACK_SIDE_BY_SIDE
IH264_FRAMEPACK_TOP_BOTTOM
frame0PositionX
0
[0,15]
frame0PositionY
0
[0,15]
Frame1PositionX
0
[0,15]
Frame1PositionY
0
[0,15]
reservedByte
0
[0,255]
Table 4-18. Default and Supported Values for IH264ENC_SVCCodingParams
Field
Default Value
Supported Value
svcExtensionFlag
IH264_SVC_EXTENSI
ON_FLAG_DISABLE
IH264_SVC_EXTENSION_FLAG_DISABLE
IH264_SVC_EXTENSION_FLAG_ENABLE
IH264_SVC_EXTENSION_FLAG_ENABLE_W
ITH_EC_FLEXIBILITY
dependencyID
0
[0,255]
qualityID
0
[0,255]

API Reference
4-119
Field
Default Value
Supported Value
enhancementProfil
eID
0
[0,255]
layerIndex
0
[0,255]
refLayerDQId
0
[0,255]
Table 4-19. Default and Supported Values for IH264ENC_Params
Field
Default Value
Supported Value
videnc2Params
See Table 4-6. Default and Supported Values for IVIDENC2_Params
rateControlParams
See Table 4-8. Default and Supported Values for
IH264ENC_RateControlParams
interCodingParams
See Table 4-9. Default and Supported Values for
IH264ENC_InterCodingParams
intraCodingParams
See Table 4 9. Default and Supported Values for
IH264ENC_IntraCodingParams
nalUnitControlPar
ams
See Table 4-11. Default and Supported Values for
IH264ENC_NALUControlParams
sliceCodingParams
See Table 4-12. Default and Supported Values for
IH264ENC_SliceCodingParams
loopFilterParams
See Table 4-13. Default and Supported Values for IH264ENC_LoopFilterParams
fmoCodingParams
See Table 4-14. Default and Supported Values for
IH264ENC_FMOCodingParams
vuiCodingParams
See
Table 4-15. Default and Supported Values for IH264ENC_VUICodingParams
stereoInfoParams
See
Table 4-16. Default and Supported Values for IH264ENC_StereoInfoParams
framePackingSEIPa
rams
See Table 4-17. Default and Supported Values for
IH264ENC_FramePackingSEIParams
svcCodingParams
See Table 4 17. Default and Supported Values for
IH264ENC_SVCCodingParams
interlaceCodingTy
pe
IH264_INTERLACE_F
IELDONLY_ARF
IH264_INTERLACE_FIELDONLY
IH264_INTERLACE_FIELDONLY_MRF
IH264_INTERLACE_FIELDONLY_ARF
IH264_INTERLACE_DEFAULT
IH264_INTERLACE_FIELDONLY_SPF
bottomFieldIntra
0
0, non-zero

API Reference
4-120
Field
Default Value
Supported Value
gopStructure
IH264ENC_GOPSTRUC
TURE_NONUNIFORM
IH264ENC_GOPSTRUCTURE_NONUNIFORM
IH264ENC_GOPSTRUCTURE_DEFAULT
IH264ENC_GOPSTRUCTURE_UNIFORM
entropyCodingMode
IH264_ENTROPYCODI
NG_CAVLC(if
Profile ==
BASELINE)
IH264_ENTROPYCODI
NG_CABAC(if
Profile !=
BASELINE)
IH264_ENTROPYCODING_CABAC
IH264_ENTROPYCODING_CAVLC
transformBlockSiz
e
IH264_TRANSFORM_A
DAPTIVE (if
Profile == HIGH)
IH264_TRANSFORM_4
x4 (if Profile !=
HIGH)
IH264_TRANSFORM_4x4
IH264_TRANSFORM_8x8
IH264_TRANSFORM_ADAPTIVE
log2MaxFNumMinus4
10
[0,12]
picOrderCountType
IH264_POC_TYPE_0
IH264_POC_TYPE_0
IH264_POC_TYPE_1
IH264_POC_TYPE_2
enableWatermark
0
[0, non-zero]
IDRFrameInterval
0
Any value
pConstantMemory
NULL
NULL, Valid Address pointing to constants in DDR
maxIntraFrameInte
rval
1
Any value >= 0
debugTraceLevel
0
Zero, non-zero (all non-zero values are considered
as same level)
lastNFramesToLog
0
Any Value
enableAnalyticinf
o
0
Zero, non-zero
enableGMVSei
0
Zero, non-zero
constraintSetFlag
s
0
Zero, non-zero
enableRCDO
0
Zero, non-zero
enableLongTermRef
Frame
IH264ENC_LTRP_NON
E
IH264ENC_LTRP_NONE
IH264ENC_LTRP_REFERTO_PERIODICLTR
P

API Reference
4-121
Field
Default Value
Supported Value
IH264ENC_LTRP_REFERTOP_PROACTIVE
IH264ENC_LTRP_REFERTOP_REACTIVE
enableLongTermRefFrame should be
IH264ENC_LTRP_NONE, when
interFrameInterval > 1
LTRPPeriod
0
Zero, nonZero positive value
When numTemporalLayer > 1, it should
be multiple of Sub-Gop length
numTemporalLayer
IH264_TEMPORAL
_LAYERS_1
[IH264_TEMPORAL_LAYERS_1 ,
IH264_TEMPORAL_LAYERS_4]
referencePicMarki
ng
IH264_LONG_TER
M_PICTURE
IH264_SHORT_TERM_PICTURE
IH264_LONG_TERM_PICTURE
reservedParams[3]
0,0,0,0
Ignore
Note:
1) When numTemporalLayer > 1, then enableLongTermRefFrame
should not be IH264ENC_LTRP_REFERTOP_PROACTIVE.
2) When numTemporalLayer > 1, referencePicMarking should be
always IH264_LONG_TERM_PICTURE.
3) When numTemporalLayer > 1, picOrderCountType should not be
IH264_POC_TYPE_1.

API Reference
4-122
Table 4-20. Default and Supported Values for IH264ENC_DynamicParams
Field
Default Value
Supported Value
videnc2DynamicParam
s
See Table 4-7. Default and Supported Values for IVIDENC2_DynamicParams
rateControlParams
See Table 4-8. Default and Supported Values for
IH264ENC_RateControlParams
interCodingParams
See Table 4-9. Default and Supported Values for
IH264ENC_InterCodingParams
intraCodingParams
See Table 4-9. Default and Supported Values for
IH264ENC_InterCodingParams
sliceCodingParams
See Table 4-12. Default and Supported Values for
IH264ENC_SliceCodingParams
sliceGroupChangeCyc
le
0
Ignore
searchCenter
{0x7FFF,0x7FFF}
(-64,64), 0x7FFF --> ignore user provided gMV
and use internal
enableStaticMBCount
0
Zero, non-zero
enableROI
0
Zero, non-zero
reservedDynParams[3
]
0
Ignore

API Reference
4-123
4.4 Interface Functions
This section describes the Application Programming Interfaces (APIs) used in the H.264
Encoder. The APIs are logically grouped into the following categories:
Creation – algNumAlloc(), algAlloc()
Initialization – algInit()
Control – control()
Data processing – algActivate(), process(), processMulti(),
algDeactivate()
Termination – algFree()
You must call these APIs in the following sequence:
1) algNumAlloc()
2) algAlloc()
3) algInit()
4) algActivate()
5) process()/processMulti()
6) algDeactivate()
7) algFree()
control() can be called any time after calling the algInit() API.
algNumAlloc(), algAlloc(), algInit(), algActivate(), algDeactivate(), and
algFree() are standard XDAIS APIs. This document includes only a brief description for the
standard XDAIS APIs. For more details, see TMS320 DSP Algorithm Standard API
Reference (literature number SPRU360).

API Reference
4-124
4.4.1 Creation APIs
Creation APIs are used to create an instance of the component. The term creation could
mean allocating system resources, typically memory.
║ Name
algNumAlloc() – determine the number of buffers that an algorithm requires
║ Synopsis
XDAS_Int32 algNumAlloc(Void);
║ Arguments
Void
║ Return Value
XDAS_Int32; /* number of buffers required */
║ Description
algNumAlloc() returns the number of buffers that the algAlloc() method requires. This
operation allows you to allocate sufficient space to call the algAlloc() method.
algNumAlloc() may be called at any time and can be called repeatedly without any side
effects. It always returns the same result. The algNumAlloc() API is optional.
For more details, see TMS320 DSP Algorithm Standard API Reference (literature number
SPRU360).
║ See Also
algAlloc()

API Reference
4-125
║ Name
algAlloc() – determine the attributes of all buffers that an algorithm requires
║ Synopsis
XDAS_Int32 algAlloc(const IALG_Params *params, IALG_Fxns
**parentFxns, IALG_MemRec memTab[]);
║ Arguments
IALG_Params *params; /* algorithm specific attributes */
IALG_Fxns **parentFxns;/* output parent algorithm
functions */
IALG_MemRec memTab[]; /* output array of memory records */
║ Return Value
XDAS_Int32 /* number of buffers required */
║ Description
algAlloc() returns a table of memory records that describe the size, alignment, type, and
memory space of all buffers required by an algorithm. If successful, this function returns a
positive non-zero value indicating the number of records initialized.
The first argument to algAlloc() is a pointer to a structure that defines the creation
parameters. This pointer may be NULL; however, in this case, algAlloc() must assume
default creation parameters and must not fail.
The second argument to algAlloc() is an output parameter. algAlloc() may return a
pointer to its parent’s IALG functions. If an algorithm does not require a parent object to be
created, this pointer must be set to NULL.
The third argument is a pointer to a memory space of size
nbufs * sizeof(IALG_MemRec) where, nbufs is the number of buffers returned by
algNumAlloc() and IALG_MemRec is the buffer-descriptor structure defined in ialg.h.
After calling this function, memTab[] is filled up with the memory requirements of an
algorithm.
For more details, see TMS320 DSP Algorithm Standard API Reference (literature number
SPRU360).
║ See Also
algNumAlloc(), algFree()

API Reference
4-126
4.4.2 Initialization API
Initialization API is used to initialize an instance of the algorithm. The initialization parameters
are defined in the IVIDENC2_Params structure (see section 4.2 for details).
║ Name
algInit() – initialize an algorithm instance
║ Synopsis
XDAS_Int32 algInit(IALG_Handle handle, IALG_MemRec
memTab[], IALG_Handle parent, IALG_Params *params);
║ Arguments
IALG_Handle handle; /* algorithm instance handle*/
IALG_memRec memTab[]; /* array of allocated buffers */
IALG_Handle parent; /* handle to the parent instance */
IALG_Params *params; /* algorithm initialization
parameters */
║ Return Value
IALG_EOK; /* status indicating success */
IALG_EFAIL; /* status indicating failure */
║ Description
algInit() performs all initialization necessary to complete the run time creation of an
algorithm instance object. After a successful return from algInit(), the instance object is ready
to be used to process data.
The first argument to algInit() is a handle to an algorithm instance. This value is initialized
to the base field of memTab[0].
The second argument is a table of memory records that describe the base address, size,
alignment, type, and memory space of all buffers allocated for an algorithm instance. The
number of initialized records is identical to the number returned by a prior call to
algAlloc().
The third argument is a handle to the parent instance object. If there is no parent object, this
parameter must be set to NULL.
The last argument is a pointer to a structure that defines the algorithm initialization
parameters.
For more details, see TMS320 DSP Algorithm Standard API Reference (literature number
SPRU360).
Since there is no mechanism to return extended error code for unsupported parameters, this
version of encoder returns IALG_EOK even if some parameter unsupported is set. But
subsequence control/process call it returns the detailed error code
║ See Also
algAlloc(), algMoved()

API Reference
4-127
4.4.3 Control API
Control API is used for controlling the functioning of the algorithm instance during run-time.
This is done by changing the status of the controllable parameters of the algorithm during
run-time. These controllable parameters are defined in the Status data structure (see
section 4.2 for details).
║ Name
control() – change run time parameters and query the status
║ Synopsis
XDAS_Int32 (*control) (IVIDENC2_Handle handle,
IVIDENC2_Cmd id, IVIDENC2_DynamicParams *params,
IVIDENC2_Status *status);
║ Arguments
IVIDENC2_Handle handle; /* algorithm instance handle */
IVIDENC2_Cmd id; /* algorithm specific control commands*/
IVIDENC2_DynamicParams *params /* algorithm run time parameters */
IVIDENC2_Status *status /* algorithm instance status parameters */
║ Return Value
IALG_EOK; /* status indicating success */
IALG_EFAIL; /* status indicating failure */
XDM_EUNSUPPORTED; /* status indicating parameters not
supported*/
║ Description
This function changes the run time parameters of an algorithm instance and queries the
algorithm’s status. control() must only be called after a successful call to algInit()
and must never be called after a call to algFree().
The first argument to control() is a handle to an algorithm instance.
The second argument is an algorithm specific control command. See XDM_CmdId
enumeration for details.
The third and fourth arguments are pointers to the IVIDENC2_DynamicParams and
IVIDENC2_Status data structures respectively.
Note:
If you are using extended data structures, the third and fourth
arguments must be pointers to the extended DynamicParams and
Status data structures respectively. Also, ensure that the size
field is set to the size of the extended data structure. Depending
on the value set for the size field, the algorithm uses either basic
or extended parameters.

API Reference
4-128
║ Preconditions
The following conditions must be true prior to calling this function; otherwise, its operation is
undefined.
control() can only be called after a successful return from algInit()
and algActivate().
If algorithm uses DMA resources, control() can only be called after a
successful return from DMAN3_init().
handle must be a valid handle for the algorithm’s instance object.
params must not be NULL and must point to a valid
IVIDENC2_DynamicParams structure.
status must not be NULL and must point to a valid IVIDENC2_Status
structure.
If a buffer is provided in the status->data field, it must be physically
contiguous and owned by the calling application.
║ Postconditions
The following conditions are true immediately after returning from this function.
If the control operation is successful, the return value from this operation is
equal to IALG_EOK; otherwise it is equal to either IALG_EFAIL or an
algorithm specific return value. If status or handle is NULL then codec
returns IALG_EFAIL
If the control command is not recognized or some parameters to act upon
are not supported, the return value from this operation is not equal to
XDM_EUNSUPPORTED.
The algorithm should not modify the contents of params. That is, the data
pointed to by this parameter must be treated as read-only.
If a buffer was provided in the status->data field, it is owned by the calling
application.
║ Example
See test application file, TestAppEncoder.c available in the \Client\Test\Src sub-directory.
║ See Also
algInit(), algActivate(), process()

API Reference
4-129
4.4.4 Data Processing API
Data processing API is used for processing the input data.
║ Name
algActivate() – initialize scratch memory buffers prior to processing.
║ Synopsis
void algActivate(IALG_Handle handle);
║ Arguments
IALG_Handle handle; /* algorithm instance handle */
║ Return Value
Void
║ Description
algActivate() initializes any of the instance’s scratch buffers using the persistent memory
that is part of the algorithm’s instance object.
The first (and only) argument to algActivate() is an algorithm instance handle. This
handle is used by the algorithm to identify various buffers that must be initialized prior to
calling any of the algorithm’s processing methods.
For more details, see TMS320 DSP Algorithm Standard API Reference. (Literature number
SPRU360).
║ See Also
algDeactivate()

API Reference
4-130
║ Name
process() – basic encoding/decoding call
║ Synopsis
XDAS_Int32 (*process)(IVIDENC2_Handle handle,
IVIDEO2_BufDesc *inBufs, XDM2_BufDesc *outBufs,
IVIDENC2_InArgs *inargs, IVIDENC2_OutArgs *outargs);
║ Arguments
IVIDENC2_Handle handle; /* algorithm instance handle */
IVIDEO2_BufDesc *inBufs; /* algorithm input buffer
descriptor */
XDM2_BufDesc *outBufs; /* algorithm output buffer
descriptor */
IVIDENC2_InArgs *inargs /* algorithm runtime input
arguments */
IVIDENC2_OutArgs *outargs /* algorithm runtime output
arguments */
║ Return Value
IALG_EOK; /* status indicating success */
IALG_EFAIL; /* status indicating failure */
║ Description
This function does the basic encoding/decoding. The first argument to process() is a
handle to an algorithm instance.
The second and third arguments are pointers to the input and output buffer descriptor data
structures respectively (see IVIDEO2_BufDesc and XDM_BufDesc data structure for details).
The fourth argument is a pointer to the IVIDENC2_InArgs data structure that defines the run
time input arguments for an algorithm instance object.
The last argument is a pointer to the IVIDENC2_OutArgs data structure that defines the run
time output arguments for an algorithm instance object.
Note:
If you are using extended data structures, the fourth and fifth
arguments must be pointers to the extended InArgs and
OutArgs data structures respectively. Also, ensure that the size
field is set to the size of the extended data structure. Depending
on the value set for the size field, the algorithm uses either basic
or extended parameters.
║ Preconditions
The following conditions must be true prior to calling this function; otherwise, its operation is
undefined.

API Reference
4-131
process() can only be called after a successful return from algInit()
and algActivate().
If algorithm uses DMA resources, process() can only be called after a
successful return from DMAN3_init().
handle must be a valid handle for the algorithm’s instance object.
Buffer descriptor for input and output buffers must be valid.
Input buffers must have valid input data.
inBufs->numBufs indicates the total number of input
Buffers supplied for input frame, and conditionally, the encoders MB data
buffer.
inArgs must not be NULL and must point to a valid IVIDENC2_InArgs
structure.
outArgs must not be NULL and must point to a valid IVIDENC2_OutArgs
structure.
inBufs must not be NULL and must point to a valid IVIDEO1_BufDescIn
structure.
inBufs->bufDesc[0].bufs must not be NULL, and must point to a valid
buffer of data that is at least inBufs->bufDesc[0].bufSize bytes in
length.
outBufs must not be NULL and must point to a valid XDM_BufDesc
structure.
outBufs->buf[0] must not be NULL and must point to a valid buffer of
data that is at least outBufs->bufSizes[0] bytes in length.
The buffers in inBuf and outBuf are physically contiguous and owned by
the calling application.
║ Postconditions
The following conditions are true immediately after returning from this function.
If the process operation is successful, the return value from this operation is
equal to IALG_EOK; otherwise it is equal to either IALG_EFAIL or an
algorithm specific return value.
After successful return from process() function, algDeactivate() can be
called.
The algorithm must not modify the contents of inArgs.
The algorithm must not modify the contents of inBufs, with the exception of
inBufs.bufDesc[].accessMask. That is, the data and buffers pointed to
by these parameters must be treated as read-only.
The algorithm must appropriately set/clear the
IVIDEO2_BufDescIn::bufDesc[].accessMask field in inBufs to
indicate the mode in which each of the buffers in inBufs were read. For
example, if the algorithm only read from inBufs.bufDesc[0].buf using

API Reference
4-132
the algorithm processor, it could utilize #XDM_SETACCESSMODE_READ to
update the appropriate accessMask fields. The application may utilize these
returned values to manage cache.
The buffers in inBufs are owned by the calling application.
║ Example
See test application file, TestAppEncoder.c available in the \Client\Test\Src sub-directory.
║ See Also
algInit(), algDeactivate(), control()
Note:
A video encoder or decoder cannot be preempted by any other
video encoder or decoder instance. That is, you cannot perform
task switching while encode/decode of a particular frame is in
progress. Pre-emption can happen only at frame boundaries
and after algDeactivate() is called.
The input data is an uncompressed video frame in one of the
format defined by inputChromaFormat of IVIDENC2_Params
structure. The encoder outputs H.264 compressed bit-stream in
the little-endian format.
outBufs->bufs[0] may contain the encoded data buffer. See
IVIDENC2_OutArgs.encodedBufs for more details.
outBufs->bufs[1], outBufs->bufs[2], and outBufs-
>bufs[3] are used when providing reconstruction buffers.

API Reference
4-133
║ Name
processMulti() – N channel video encoding call
║ Synopsis
XDAS_Int32 (*processMulti) (IH264ENC_ProcessParamsList *processList);
║ Arguments
IH264ENC_ProcessParamsList *processList; /* Container for N channels.
Each channel structure(IH264ENC_ProcessParams) contains handle, *inBufs,
*outBufs, *inArgs, *outArgs */
║ Return Value
IALG_EOK; /* status indicating success */
IALG_EFAIL; /* status indicating failure */
║ Description
This function does the basic H264 video encoding for N channels. The argument to
processMulti() is a container for N channels. The structure IH264ENC_ProcessParams
contains five parameters. The first parameter is a handle to an algorithm instance.
The second and third parameters are pointers to the input and output buffer descriptor data
structures respectively (see IVIDEO2_BufDesc and XDM_BufDesc data structure for
details).
The fourth parameter is a pointer to the IVIDENC2_InArgs data structure that defines the
run time input arguments for an algorithm instance object.
The last parameter is a pointer to the IVIDENC2_OutArgs data structure that defines the run
time output arguments for an algorithm instance object.
Note:
If you are using extended data structures, the fourth and fifth
arguments must be pointers to the extended InArgs and
OutArgs data structures respectively. Also, ensure that the size
field is set to the size of the extended data structure. Depending
on the value set for the size field, the algorithm uses either basic
or extended parameters.
║ Preconditions
The following conditions must be true prior to calling this function; otherwise, its operation is
undefined.
processMulti() can only be called after a successful return from
algInit() and algActivate().
If algorithm uses DMA resources, processMulti() can only be called after
a successful return from DMAN3_init().
handle must be a valid handle for the algorithm’s instance object.
Buffer descriptor for input and output buffers must be valid.

API Reference
4-134
Input buffers must have valid input data.
inBufs->numBufs indicates the total number of input
Buffers supplied for input frame, and conditionally, the encoders MB data
buffer.
inArgs must not be NULL and must point to a valid IVIDENC2_InArgs
structure.
outArgs must not be NULL and must point to a valid IVIDENC2_OutArgs
structure.
inBufs must not be NULL and must point to a valid IVIDEO1_BufDescIn
structure.
inBufs->bufDesc[0].bufs must not be NULL, and must point to a valid
buffer of data that is at least inBufs->bufDesc[0].bufSize bytes in
length.
outBufs must not be NULL and must point to a valid XDM_BufDesc
structure.
outBufs->buf[0] must not be NULL and must point to a valid buffer of
data that is at least outBufs->bufSizes[0] bytes in length.
The buffers in inBuf and outBuf are physically contiguous and owned by
the calling application.
║ Postconditions
The following conditions are true immediately after returning from this function.
If the process operation is successful, the return value from this operation is
equal to IALG_EOK; otherwise it is equal to either IALG_EFAIL or an
algorithm specific return value.
After successful return from processMulti() function, algDeactivate()
can be called.
The algorithm must not modify the contents of inArgs.
The algorithm must not modify the contents of inBufs, with the exception of
inBufs.bufDesc[].accessMask. That is, the data and buffers pointed to
by these parameters must be treated as read-only.
The algorithm must appropriately set/clear the
IVIDEO2_BufDescIn::bufDesc[].accessMask field in inBufs to
indicate the mode in which each of the buffers in inBufs were read. For
example, if the algorithm only read from inBufs.bufDesc[0].buf using
the algorithm processor, it could utilize #XDM_SETACCESSMODE_READ to
update the appropriate accessMask fields. The application may utilize these
returned values to manage cache.
The buffers in inBufs are owned by the calling application.
║ Example
See test application file, TestAppEncoder.c available in the \Client\Test\Src sub-directory.
║ See Also

API Reference
4-135
algInit(), algDeactivate(), control()
Note:
A video encoder or decoder cannot be preempted by any other
video encoder or decoder instance. That is, you cannot perform
task switching while encode/decode of a particular frame is in
progress. Pre-emption can happen only at frame boundaries
and after algDeactivate() is called.
The input data is an uncompressed video frame in one of the
format defined by inputChromaFormat of IVIDENC2_Params
structure. The encoder outputs H.264 compressed bit-stream in
the little-endian format.
outBufs->bufs[0] may contain the encoded data buffer. See
IVIDENC2_OutArgs.encodedBufs for more details.
outBufs->bufs[1], outBufs->bufs[2], and outBufs-
>bufs[3] are used when providing reconstruction buffers.

API Reference
4-136
║ Name
algDeactivate() – save all persistent data to non-scratch memory
║ Synopsis
Void algDeactivate(IALG_Handle handle);
║ Arguments
IALG_Handle handle; /* algorithm instance handle */
║ Return Value
Void
║ Description
algDeactivate() saves any persistent information to non-scratch buffers using the
persistent memory that is part of the algorithm’s instance object.
The first (and only) argument to algDeactivate() is an algorithm instance handle. This
handle is used by the algorithm to identify various buffers that must be saved prior to next
cycle of algActivate() and processing.
For more details, see TMS320 DSP Algorithm Standard API Reference (literature number
SPRU360).
║ See Also
algActivate()

API Reference
4-137
4.4.5 Termination API
Termination API is used to terminate the algorithm instance and free up the memory space
that it uses.
║ Name
algFree() – determine the addresses of all memory buffers used by the algorithm
║ Synopsis
XDAS_Int32 algFree(IALG_Handle handle, IALG_MemRec
memTab[]);
║ Arguments
IALG_Handle handle; /* handle to the algorithm instance */
IALG_MemRec memTab[]; /* output array of memory records */
║ Return Value
XDAS_Int32; /* Number of buffers used by the algorithm */
║ Description
algFree() determines the addresses of all memory buffers used by the algorithm. The
primary aim of doing so is to free up these memory regions after closing an instance of the
algorithm.
The first argument to algFree() is a handle to the algorithm instance.
The second argument is a table of memory records that describe the base address, size,
alignment, type, and memory space of all buffers previously allocated for the algorithm
instance.
For more details, see TMS320 DSP Algorithm Standard API Reference (literature number
SPRU360).
║ See Also
algAlloc()

4-138
This page is intentionally left blank

5-1
Chapter 5
Frequently Asked Questions
This chapter provides answers to few frequently asked questions related to using this
encoder.
5.1 Release Package
Question
Answer
Can this codec release be
used on any HDVICP2 and
Media Controller based
platform?
Yes, you can use it on any HDVICP2 and Media Controller based platforms
(eg DM816x, DM814x). The Test application shipped along with this release
is meant for a particular platform. Before using it to different platform, you
need to ensure that the addresses provided in linker command file are taken
care. In addition, the HDVICP2 related addresses through HDVICP IRES
interface should be provided correctly.
5.2 Code Build and Execution
Question
Answer
Build error saying that
code/data memory section
is not sufficient for
placement
Make sure that project settings are not changed from the released package.
Change in debug options for compilation may make code/data memory size
insufficient for placement.
Application returns an error
saying “Cannot open input
file “….YUV” while running
the host test app
Make sure that input YUV path is given correctly. If the application is
accessing YUVs from network, ensure that the network connectivity is stable.
5.3 Issues with Tools/FC Version
Question
Answer
What tools are required to run
the standalone codec?
To run the codec on standalone setup, you need Framework
components, Code Composer Studio, ARM compiler tools (CG tools).
If you are running on the simulator, then the correct version of the
Platform specific CSP is needed (See section 2.2 for more details.)
Which simulator version should
I use for this release?
Code Composer Studio (CCSv4) version 4.2.0.09000 has to be installed.
Netra simulator CSP version 0.7.1 (or newer) has to be installed after
installing Code Composer Studio,
This release can be obtained by software updates on CCSV4. Please
make sure that following site is listed as part of “Update sites to visit”
http://software-
dl.ti.com/dsps/dsps_public_sw/sdo_ccstudio/CCSv4/Updates/NET
RA/site.xml

Frequently Asked Questions
5-2
Question
Answer
What CG tools version is used
for this release?
CG tools version 4.5.1 is used for this release.
What if the application is using
different CG tools version?
The memory layout of the interface data structures does not change with
different version of compilers(if bit-fields are not used). In addition, it does
not change the mechanism of generating signature for functions. This
version can be used even if the application is with different CG tools
because no bit-fields are used in interface.
Is this encoder integrated with
codec engine, if yes with which
version?
Yes, this encoder is integrated with Codec Engine version 3.20.00.16
5.4 Algorithm Related
Question
Answer
What XDM interface does
codec support?
Codec supports XDM IVIDENC2 interface
What are the profiles supported
in this version of encoder?
This version of encoder supports baseline, main and high profiles. FMO
feature is not supported for baseline profile.
What is the maximum level
supported by this encoder?
The encoder supports the level up to 5.1
What is the maximum bit rate
supported?
Maximum bit rate depends upon the level setting. This version supports
the maximum bit rate of 50 mbps (Base Line and Main profile Level 4.2)
and 62.5 mbps (High Profile Level 4.2) for 30 fps case.
To achieve the real time performance with CABAC bit rate should be less
than 25 Mbps for 30fps case
Can I encode with bit rate or any
other parameter (example
resolution) more than specified
in level 4.2?
Yes. Video encoder will return a non-fatal level incompliance error, but still
it continues encoding. It is not guaranteed to achieve real time
performance for bit rates higher than specified.
Can I encode with level higher
than 4.2
Yes. Functional point of view encoder support Level 5.1 (with contarsints
on resolution not be higher than 4352x4096). But performance is not
guaranteed to be real time
Can I reduce DDR footprint of
encoder?
Yes. DDR foot print is majorly dependent on maxWidth and maxHeight
parameters and also dependent on whether long term reference frame is
enabled or not.
What stream formats are
supported in this version of
encoder?
This version supports byte-stream and NALU format
What are the input frame
formats supported?
Can I encode YUV 422 input
format buffer?
This version supports only YUV420 semi-planar input format only.
No. other formats than YUV420 semi-planar are not supported

Frequently Asked Questions
5-3
Question
Answer
What is granularity of the
process call?
The encoder supports only frame level encoding API. However, it also
supports data sync APIs for output bit stream, which is a call back to the
application for data synchronization.
What are the resolutions
supported?
The encoder supports all resolutions until up to 4352x4096. The minimum
resolution supported is 96x80. Width and height should be multiple of 2.
Encoder asks few buffers in
TILED memory, can I override
the encoder’s request and
provided buffers in different
space?
Yes, you can over ride the encoder’s request but with below constraints
TILED PAGE can be overridden by RAW
TILED8, TILED16 can be overridden by TILED PAGE, RAW
TILED16 can be overridden by TILED8, RAW, TILED PAGE
Encoder requires large amount
of memory to compress bit-
streams. The encoder does not
require the same amount
memory after compression. Can
this memory usage be reduced?
Yes, you need to set ignoreOutBufSizeFlag = XDAS_TRUE &&
getBufferFxn = Valid Function Pointer
If the application is not capable of providing memory at run time with
codec’s request by getBufferFxn then it can point to a dummy function
which returns -1.
Can I change bit-rate, frame
rate, resolution at run time
Yes
Will change in above parameters
result in a IDR insertion
Change in resolution will result in IDR insertion. Change in bit rate may
insert IDR if HRD parameters are coded as part of bit-stream. Similarly if
timing info related parameters are coded in bit-stream then it can cause
insertion of IDR by doing change in frame rate
Does the encoder support B
frame encoding?
In what order does encoder
expect the frames, encode order
or capture order?
How the delay is controlled?
Yes, encoder supports B frame encoding. It accepts the frames in capture
order and internally processes them in encoder order.
Encoder has a mechanism to lock and free the input buffer, based on this
it has a initial delay to produce the bit stream, which is equivalent to
number of B frames getting encoded. Subsequent process call should
produce the compressed bit-stream and also frees up a buffer.
How many continuous B frames
can I have? Is there a
performance/quality impact?
In case of progressive content maximum 31 continuous B frames can be
produced. With interlaced content maximum 32 B fields can be produced
Quality is not tuned for more than two B frames so for motion sequences it
is not advised to have more than two B frames
Performance is impacted slightly; this is because if B frames are more than
two then some information related to buffers are stored in external memory
compared to internal memory because of limited DTCM. Hence, it affects
the performance.
Does the encoder support meta
data input/output?
Yes, this version of the encoder supports reading in meta data for user
data unregistered SEI and user defined scaling matrix. For more details on
how this data is written See A and C.
Does this version of H264
Encoder expose motion vectors
for a frame to the application?
Yes
Can encoder take the motion
vectors given externally for
encoding or say in a transcode
scenario?
No

Frequently Asked Questions
5-4
Question
Answer
Can codec do frame rate
conversion?
No, refFrameRate and targetFrameRate needs to be same.
Does this version of encoder
support interlaced coding?
Yes, this version of H.264 Encoder supports interlaced coding with field
only coding. MBAFF and PICAFF are not supported. However, controls to
decide parity of reference field are given to user, like SPF, MRF, ARF.
In case of interlaced, will single
encode (Process call),
encode both the fields?
Encoder allows both fields processing in single process call as well
process call per field.
Does Algorithm support sub-
frame level communication
mechanism for low-delay
applications?
Yes. It has the mechanism for sub-frame level communication for both
input and output buffers.
Does this version of encoder
support encoding multiple slices
in a frame?
Yes, slices can be generated bases upon number of macro blocks per
slice, number of bytes per slice and also based upon the row start offset in
a frame
Is there a limit on number of
slices supported per frame by
encoder?
Yes, encoder can generate one slice per 6 macroblocks not below that
when configured in sliceMode = IH264_SLICEMODE_MBS. When
sliceMode = IH264_SLICEMODE_MBS, it can allow minimum value of
bytes per slice as 256
Does Algorithm support H.241
based packetization (slice cap/
maxBitsPerSlice) feature ?
Yes.
For a given configuration why
performance is poorer incase of
H.241 enabled compared to
without H.241?
Incase of H.241, for every slice boundaries encoder needs to flush and
restart the pipeline to meet the strict restriction on the bytes generated for
slices. The performance becomes poorer as the number of slices
generated per frame is higher (in other words if bytes/ slice is very low).
In case of interlaced, can bottom
field come first in bit stream?
Yes. A sequence can look like this: BF, TF, BF, TF, BF, TF…. Encoder
allows accepting the information as top field is first field or not
For Interlace content how the
YUV data are expected, is it
interleaved or field separated
Both format is supported, interleaved and field separated.
Can frac-pel refinement of
motion vectors be disabled?
Yes
Can the encoder give multiple
Motion vector for a macro block?
Yes
Is there any performance
difference between 1MV and
4MV per macro block?
Yes, please refer the data sheet for the impact on performance

Frequently Asked Questions
5-5
Question
Answer
What is the behavior of Codec
on cache properties of input and
output buffer
All input and output buffer of encoder are read/written by DMA. So codec
assumes that all input data is valid in DDR memory before feeding in to
encoder. Also outout of encoder is guaranteed to be in DDR.
Hecne the parameters like InBufs :
IVIDEO2_BufDesc.planeDesc[idx].usageMode and OuBufs
: XDM2_BufDesc.Descs[0].usageMode are don’t care
However for the trace and debug related buffers produced by encoder it is
not true. There are some buffers for which data can be in cache memory
and cache write back from application side will be needed, refer Appendix
E for more details
What is rateControlPreset
and
rateControlParamsPreset
? What is the difference between
these two?
rateControlPreset control the rate control algorithm
(IH264ENC_RateControlParams ::rcAlgo) but
rateControlParamsPreset controls the other associated parameters
specified in IH264ENC_RateControlParams structure. When
rateControlPreset is user defined then only
IH264ENC_RateControlParams ::rcAlgo is resepected otherwise
it is controlled by rateControlPreset. But even if
rateControlPreset is not user defined other parameters of
IH264ENC_RateControlParams structure are possible to be user
controllable by setting rateControlParamsPreset as user defined
Does the encoder support multi-
channel operation?
Yes.
What is granularity of the
process call?
The encoder supports only frame level encoding API. However, it supports
data sync APIs for sub frame level data exchange between Application
and Encoder, both at input and output side. Refer Appendix for more
information.
Does a Luma buffer and
corresponding Chroma buffer
needs to be contiguous in
memory?
No
Can the encoder generate
headers only?
Yes, have a control call of XDM_GENERATE_HEADER before the
particular process call.
Does encoder support skipping
of frames?
Yes, encoder will encode requested frame as all macro block as skipped MB.
Please refer to user guide for further details
What is the benefit of asking a
frame as skip
It can help to balance the performance or bitrate in certain situations. The frame
being asked to be coded as skip consumes very less MHZ of the HDVICP2. It can
finish the entire frame/field processing in less than 5 MHz
Is it possible to configure the
stream format (Byte stream vs
NAL stream format) at frame
level run-time?
No, it can be configured only at create time
How to use interlaced encoding
in H.264 encoder
You need to configure contentType as IVIDEO_INTERLACED
and provide the pointers to field buffers
appropriatelty during process call

Frequently Asked Questions
5-6
Question
Answer
How to change resolution
dynamically?
You need to make a control call of encoder with XDM_SETPARAMS
command. At this time configure the inputWidth and inputHeight parameter
indicating the new resolution. Subsequnt process call we start assuming
the newly configured resolution.
How to change frame rate,
bitrate or any other dynamic
parameter dynamically?
You need to make a control call of encoder with XDM_SETPARAMS
command. At this time configure the appropriate parameter with new
value. Subsequnt process call we start assuming the newly configured
resolution.
How to force Intra frames in
H.264 encoder
You need to make a control call of encoder with XDM_SETPARAMS
command and forceFrame = IVIDEO_IDR_FRAME. Subsequnt process
call will be coded as IDR frame. The effect of this control call is only for
one frame and subsequent frame will be coded as per defined gop
structure
How to generate SPS and PPS
headers in bit-stream?
Refer Appendix B. If you want dynamically before certain frames then use
XDM_GENERATE_HEADER
How to insert user data SEI
message in H.264 bitstream
Refer Appendix A
How to insert picture timing SEI
message?
Refer Appendix B
What is the latency of the
codec?
This encoder is designed for low latency applications hence it can take
uncompressed data with a minimum unit of 1 MB row (16 lines) and can
provide compressed bit-stream out with a minumum unit of 1 slice
(compressed unit used for packets).
Now based upon what is the slice rate - one can compute the latency at
which compressed data will be available at encoder output
Example - assume each frame has 20 slices then each slice is available at
the output of the encoder at (33 ms / 20 + 0.3 ms intial overhead) time
interval =~ 2 ms
So you should be able to compute the latency for you application based
upon slice rate.
Can H.264 encoder do all Intra
frames as IDR encoding?
Yes.
Can H.264 encoder do all Intra
frames encoding?
Yes, H.264 encoder can do all intra frames encoding. One has to set
IntraFrameInterval with correct value. If you want to reduce DDR foot print
for this use case then configure create time parameter
maxIntraFrameInterval = 1
How many channels of H264
Encoder can be supported?
Given the standalone data for each resolution in data sheet, please do the
math yourself accounting for the MHz clock of HDVICP2 and DDR
Bandwidth on the SoC.
Can the encoder be run on any
OS?
Yes.
Encoder implementation is independent of Operating System.
Only necessity is that the component interacting with encoder has to be
VIDENC2interface compliant.

Frequently Asked Questions
5-7
Question
Answer
How will the application know
when to stop calling process
function after applying
XDM_FLUSH?
When application puts the encoder in flush mode by calling control with
XDM_FLUSH, encoder starts encoding locked frames if any. Application
needs to call process in a do-while loop till the encoder return
XDM_INSUFFICIENTDATA error.
How to enable Hierarchical P –
coding?
Configure the parameter numTemporalLayer to a value greater than 1.
Current version of encoder supports upto a maximum of 4 temporal layers.
How to enable Watermark
feature in Enocder?
It can be enabled by setting any non-zero value to the parameter
enableWatermark as a part of IH264ENC_Params . And the key is
passed to encoder through inputKey as a part of IH264ENC_InArgs.
How many watermark SEI
messages are inserted in the
stream for interlace case?
Only one SEI message is inserted for a pair of fields
Do we need to pass two input
keys(one key per field) in
interlaced coding?
No. Enocder accepts only one key for a pair of fields in interlaced coding.
In case of 60 process call encoding, the key fed for the second field is
considered. For more details, refer 'Appendix L'.
Does encoder generates
watermark SEI message when a
process call is with made
XDM_GENERATE_HEADER
enabled?
No. There will not be any SEI message for this scenario. And the input Key
passed to encoder in this process call is ignored.
Does encoder supports all the
features for resolution more than
2kx2k?
Yes.
Suppose the user has
configured MaxWidth/Maxheight
more than 2048x2048 and
actual encoding
inputWidth/inputHeight are less
than 2048x2048. Any
precautions or features
unsupport for this configuration?
Yes, there are few suggestions to the user in this configuration,
1. There would be performance degradtion of about 12 to 15MHz for 30
frames HD resolution.
2.If it is a prior known that the dynamic change in resolution never goes
beyond 2048x2048, then always configure maxWidthxmaxHeight to
2048x2048 for better performance.
Can the user give separate ROI
Input parameters for each field
in Interlaced Cases?
No. Both the fields will use the same ROI Input parameters. For more
details, refer 'Appendix K'.
Any performance degradation
with ROI enabled?
Yes, Around 4MHz overhead for 30 frames encoding of 1080p resolution
input with 1MV and around 10MHz for 30 frames encoding of 1080p
resolution streams with 4MV enabled. n streams with 4MV enabled.
Performance also depends on the number of Roi regions in a frame.
How can user specify the colour
for privacy masked region?
Set IH264ENC_RoiInput->roiPriority[] with the Y,Cb,Cr
combination.
The data type of this parameter is a integer(4 bytes) array.
0th byte = Cr ,
1st byte = Cb ,
2nd byte = Y and 3rd byte is ignored.
By default all these values are zero(grey colour).

Frequently Asked Questions
5-8
5.5 Trouble Shooting
Question
Answer
Encoder generates an output bit
stream which has garbage
frames?
Please check whether the input YUV given to encoder is proper or not.
Encoder expects/supports the YUV NV12 format only.
In the encoded bit stream luma
information looks proper but not
chroma information.
Please check the input YUV format fed into encoder. Encoder supports
only YUV NV12 format.
Codec misbehaves or hangs
when sliceMode =
IH264_SLICEMODE_BYTES
This is a known shortcoming in the simulator. This feature has been
verified on hardware.
In the first process call, I am
getting the error as
IH264VDEC_ERR_HDVICP2_I
MPROPER_STATE
Before HDVICP2 is given to codec, HDVICP2 has to be in standby mode.
Other wise this error will show up. So check the HDVICP2_Reset functionality
used in the Application side. For sample flow and implementation, refer Test
Application in the release package. Note that in some configurations of
simulator, reset might not be needed.
The encoder gives error during
creation, what could be the
reason?
The create call failure is due to non-availability of the memory requested
by the codec.
The XDM control call fails, what
could be the reason?
The following are few of reasons for the error:
If create time parameter is not set properly then encoder returns
back during subsequent process/control call with detailed error code
Encoder is called with un-supported dynamic parameter.
The process call returns error,
what are the possible reasons?
The following are few of reasons for the error:
The input or output pointers are null
The input or output buffer sizes are not sufficient or incorrect
Creation/control time failure
Run time error occurred during encoding of the frame

Meta Data Support
A-2
A.1 Control Parameter to Enable/Disable Metadata
This feature can be enabled/disabled through create time parameters
IVIDENC2_Params::metadataType[IVIDEO_MAX_NUM_METADATA_PLANES]. There can be
maximum 3(IVIDEO_MAX_NUM_METADATA_PLANES) meta data planes possible to be
supported with one instance of encoder.
Each element of metadataType[] array can possibly take following enumerated values. For
supported values with this version of encoder, please refer Table 4.5.
Enumeration
Value
IVIDEO_METADATAPLANE_NONE
-1
IVIDEO_METADATAPLANE_MBINFO
0
IVIDEO_METADATAPLANE_EINFO
1
IVIDEO_METADATAPLANE_ALPHA
2
IH264_SEI_USER_DATA_UNREGISTERED
256
IH264_REGION_OF_INTEREST
257
IH264_USER_DEFINED_SCALINGMATRIX
258
If user wants to pass user defined scaling matrix via meta data plane 2 then
IVIDENC2_Params::metadataType[2] should be set to
IH264_USER_DEFINED_SCALINGMATRIX.
If user don’t want to use any meta data plane then all the entries of
IVIDENC2_Params::metadataType[] should be set to IVIDEO_METADATAPLANE_NONE
A.2 Format of meta data
Format of Each meta data that is supported has to be defined by the encoder. The format for
each supported meta data is explained below:
A.2.1 SEI_USER_DATA_UNREGISTERED
For this purpose encoder allows only one meta data (not multiple units of this meta data).
The format is as shown below:
Size (32-bit)
Payload[size]
The maximum value of size can be 1023 bytes. Encoder only reads the lower 10-bits of the
size field
A.2.2 MBINFO
Format of this meta data is yet to be defined

Meta Data Support
A-3
A.2.3 ROI
Please refer Appendix K for the details related to format of this meta data
A.2.4 USER_DEFINED_SCALINGMATRIX
Please refer Appendix C for the details related to format of this meta data.
A.3 Steps to enable a meta data with Example
The way to pass meta data to encode is through inBufs to the encoder during process call.
The way to get meta data from encode is through outBufs of the encoder during process
call.
When application request the buffer information through control call with XDM_GETBUFINFO,
encoder considers IVIDENC2_Params::metadataType[] array to count the buffers
required at input/output level. For each meta data one additional buffer is required. If for
some metadata size is not known by encoder then it should return size =-1 so that
application can allocate as per its knowledge. Same way for some meta-data application
might not provide the size to codec through XDM2_SingleBufDesc.bufSize.bytes, in that
case application can set it to -1. The meta data which has size set to -1 should have first
word (32-bit) of meta data as size and properly updated.
For Example: User want to insert SEI_USER_DATA_UNREGISTERED meta data at each IDR
picture, the following steps should be followed
1) Create the encoder object with
IVIDENC2_Params::metadataType[IDX_SEI_METADATA] =
IH264_SEI_USER_DATA_UNREGISTERED
2) Also the user data un-registered SEI bit in the NAL unit mask for IDR picture should be
set IH264ENC_SET_NALU(naluPresentMaskIDRPicture,
USER_DATA_UNREGD_SEI)
3) Call Control function with XDM_GETBUFINFO. Encoder should return one additional
input buffer as required, size of the buffer will be -1 as encoder doesn't know the size
Application should have a memory allocated for this meta data and pass on to the encoder
via
As mentioned in section A.2.1 this meta-data format includes size field, so encoder will read
size from the actual meta data buffer and utilize the buffer.
ppBuffer points to this buffer in memory
Size (32-bit)
Payload[size]
Here IDX_SE_METADATA can be any value 0 to 2 (IVIDEO_MAX_NUM_METADATA_PLANES-1).
IVIDEO2_BufDesc *inBufs->numMetaPlanes = 1 ;
inBufs->metadataPlaneDesc[IDX_SEI_METADATA].buf = pBuffer ;
inBufs->metadataPlaneDesc[IDX_SEI_METADATA].bufSize.bytes = -1

Meta Data Support
A-4
This page is intentionally left blank

B-1
Appendix B
Control for Configurable NALU
This appendix explains the configurable NAL unit support by encoder. This is to help the
application to decide the position of few key NAL units at different position in video sequence
Topic Page
B.1 Position in Video Sequence
B-2
B.2 NAL Units in H.264 Video Sequence
B-2
B.3 Control masks
B-2
B.4 End of Sequence Identification
B-4
B.5 Erroneous Situations
B-4

Control for Configurable NALU
B-2
B.1 Position in Video Sequence
There are five main positions in a video sequence
Start of the Sequence
I frame
IDR frame
End of Sequence
All other positions which are not identified by above 4 positions (non Intra frame
positions)
B.2 NAL Units in H.264 Video Sequence
There are following possible NAL units in H.264 encoder.
1) IH264_NALU_TYPE_UNSPECIFIED
2) IH264_NALU_TYPE_SLICE
3) IH264_NALU_TYPE_SLICE_DP_A
4) IH264_NALU_TYPE_SLICE_DP_B
5) IH264_NALU_TYPE_SLICE_DP_C
6) IH264_NALU_TYPE_IDR_SLICE
7) IH264_NALU_TYPE_SEI
8) IH264_NALU_TYPE_SPS
9) IH264_NALU_TYPE_PPS
10) IH264_NALU_TYPE_AUD
11) IH264_NALU_TYPE_EOSEQ
12) IH264_NALU_TYPE_EOSTREAM
13) IH264_NALU_TYPE_FILLER
This version defines one more NALU which is modified version of SPS nal unit, It is
SPS having VUI
14) IH264_NALU_TYPE_SPS_WITH_VUI
B.3 Control masks
Encoder defines a control mask for each position in video sequence. Hence, it has following
masks as part of IH264ENC_NALUControlParams, which can be configured as creation
time
1) naluPresentMaskStartOfSequence

Control for Configurable NALU
B-3
2) naluPresentMaskIDRPicture
3) naluPresentMaskIntraPicture
4) naluPresentMaskNonIntraPicture
5) naluPresentMaskEndOfSequence
Each of the mask is 14-bit mask with following bit allocation
Bit-0,1,2,3,4,5 are ignored in each mask
Since IDR picture is also an Intra picture, for IDR picture the nalUnitMask used by encoder
is Oring of naluPresentMaskIDRPicture and naluPresentMaskIntraPicture.
Similarly, naluPresentMaskStartOfSequence also considers the properties of IDR picture
SEI (bit 6): This bit control the insertion of following SEI messages in video sequence. For
details of these SEI messages refer Appendix D of H.264 standard
timing_info_sei
buffering_period_sei: This SEI is put only at IDR frames even if it is
enabled for other positions in video sequence
stereo_video_info_sei :This SEI is put only when stereoInfoPreset is
enabled
If you want to encode with rateControlPreset == IVIDEO_NONE then
nal_hrd_parameters_present_flag and vcl_hrd_parameters_present_flag will be
false. Hence, buffering period SEI message will not be present.
SPS (bit 7): This bit controls the insertion of SPS in the video sequence. For a start of
sequence SPS is must so encoder internally assumes this bit as 1 for
naluPresentMaskStartOfSequence
PPS (bit 8): This bit controls the insertion of PPS in the video sequence. For a start of
sequence, PPS is a must, hence, the encoder internally assumes this bit as 1 for
naluPresentMaskStartOfSequence
AUD (bit 9): This bit controls the insertion of access unit delimiter NAL unit
EOSEQ (bit 10): This bit controls the insertion of end of sequence NAL unit. This bit is
ignored for all the NAL unit masks except naluPresentMaskEndOfSequence.
14
13
12
11
10
9
8
7
6
5
4
3
2
1
0
USER_DATA_UNREGD_SEI
SPS_VUI
FILLER
EOSTREAM
EOSEQ
AUD
PPS
SPS
SEI
IDR_SLICE
SLICE_DP_C
SLICE_DP_B
SLICE_DP_A
SLICE
UNSPECIFIED

Control for Configurable NALU
B-4
EOSTREAM (bit 11): This bit controls the insertion of end of stream NAL unit. This bit is
ignored for all the NAL unit masks except naluPresentMaskEndOfSequence.
FILLER(bit 12): This bit informs encoder to insert filler data. It is encoder’s decision to put
filler data or not based upon the constant bit rate need
SPS_VUI(bit 13): This bit informs encoder to insert SPS data along with VUI (Video usability
Information).
USER_DATA_UNREGD_SEI (bit 14): This bit controls the insertion of user data
unregistered SEI. To insert SEI some additional information has to be provided by user, refer
Appendix A for more details
Bit-13 supersedes bit-3
B.4 End of Sequence Identification
Encoders don’t know in general that this is the end of sequence position in video. Hence
encoder except user to put it into flush mode to identify end of sequence.
When encoder is in flush mode it stops excepting input via process call and processes the
buffers which it internally have (In case of B frame there are delays in producing the output
hence encoder has some buffers unprocessed). Being in flush mode encoder knows that all
the input buffers are exhausted or not and hence can decide the end of sequence
So when there is only P frames (no B frames) and still user want encoder to use
naluPresentMaskEndOfSequence, he/she should call a control method with XDM_FLUSH
B.5 Erroneous Situations
Following are the situations, which are erroneous, for each of the situation encoder returns
IH264ENC_UNSUPPORTED_NALUNITCONTROLPARAMS error code
1) If user want to encode the SEI, it is necessary to have SPS with VUI. So if user has
configured SEI bit as 1 for some position in video sequence and there is no naluMask
prior to that position having SPS_VUI enabled then encoder returns error
For example:
naluPresentMaskStartOfSequence (bit-13 is 0, bit-6 is 1): This is
erroneous situation
naluPresentMaskStartOfSequence (bit-13 is 1, bit-6 is 0) and
naluPresentMaskNonIntraPicture (bit-13 is 0, bit-6 is 1): This is not
erroneous situation
2) If Bit-13 (SPS + VUI bit) in naluPresentMaskStartOfSequence is 0 then it should be 0 in
all the remaining mask
3) If Bit-13 (SPS + VUI bit) in naluPresentMaskStartOfSequence is 1 then it should be 1 in
all the mask which contains Bit-7 (SPS bit) as 1
4) If stereoInfoPreset is enabled (Stereo Video Coding) then inputcontenttype should be
Interlaced.

Control for User Defined Scaling Matrices
C-5
Appendix C
Control for User Defined Scaling
Matrices
This appendix explains the mechanism of supporting user defined scaling matrices.
Following operations are performed at different stages:
1) Creation time
2) Control time
3) Process level
C.1 Creation Time
The following parameters should be set during creation of encoder
1) IVIDENC2_Params::metadataType[IDX_SCALINGMTX_METADATA] =
IH264_USER_DEFINED_SCALINGMATRIX, here IDX_SCALINGMTX_METADATA can
be any value between 0 to IVIDEO_MAX_NUM_METADATA_PLANES - 1.
2) IH264ENC_Params::IH264ENC_RateControlParams:: scalingMatrixPreset
to be set as IH264_SCALINGMATRIX_USERDEFINED_SPSLEVEL or
IH264_SCALINGMATRIX_USERDEFINED_PPSLEVEL
IH264_SCALINGMATRIX_USERDEFINED_SPSLEVEL means that encoder will generate scaling
matrices in bit-stream for each SPS
IH264_SCALINGMATRIX_USERDEFINED_PPSLEVEL means that encoder will generate
scaling matrices in bit-stream for each PPS
typedef enum
{
IH264_SCALINGMATRIX_NONE = 0 , //!<
Flat Scaling matrix : part of standard (NO Scaling Matrix)
IH264_SCALINGMATRIX_NORMAL = 1 , //!<
For normal contents
IH264_SCALINGMATRIX_DEFAULT = IH264_SCALINGMATRIX_NORMAL,
//!< default = IH264_SCALINGMATRIX_NORMAL (if profile == HIGH) &
IH264_SCALINGMATRIX_NONE (if profile!=HIGH).
IH264_SCALINGMATRIX_NOISY = 2 , //!<
For noisy contents
IH264_SCALINGMATRIX_STD_DEFAULT = 3 , //!<
Default Scaling Matrix provided by H.264 standard
IH264_SCALINGMATRIX_USERDEFINED_SPSLEVEL = 4 , //!< User
defined SM at SPS level

Control for User Defined Scaling Matrices
C-6
IH264_SCALINGMATRIX_USERDEFINED_PPSLEVEL = 5 , //! User defined
SM at PPS level
}
C.2 Control Time
Call Control function with XDM_GETBUFINFO. Encoder should return one additional input
buffer as required. Size of the buffer will be 896 bytes
C.3 Process level
Application should have memory allocated for this meta data and pass on to the encoder
via IVIDEO2_BufDesc *inBufs->numMetaPlanes = 1
inBufs->metadataPlaneDesc[IDX_SCALINGMTX_METADATA].buf =
pBuffer ;
inBufs->metadataPlaneDesc[index].bufSize.bytes = 896
If application want to provide the size as part of meta data then it should set inBufs-
>metadataPlaneDesc[index].bufSize.bytes = -1 otherwise encoder will read the size
from metadataPlaneDesc[index].bufSize.bytes field.
Index of metadataPlaneDesc follows these rules:
Note:
Encoder assumes the availability of payload during processing of entire
sequence, if it is user defined.
Encoder assumes that for each process call the payload is provided.
C.3.1 Format of Payload
typedef struct
{
U16 wgt4x4[2][3][2][4][4];
//[Intra(0)/Inter(1)][Y(0)/Cb(1)/Cr(2)][Inv(0)/Fwd(1)][4][4]
U16 wgt8x8[2][2][8][8];
//[intra(0)/inter(1)][inv(0)/Fwd(1)][8][8]
} sH264WgtTables_t ;
Comments in above structure explain the usage of each dimension. For example, forward
Intra Chroma Cr component is pointed by sH264WgtTables_t::
wgt4x4[0][2][1][4][4];
Inv/Fwd are explained below:
Inv: This means the actual scaling matrices which decoder derives after
decoding from the bit-stream

Control for User Defined Scaling Matrices
C-7
Fwd: This is a derived value from Inv data which is used by encoder in
Forward path, it is 1/Inv value in Q.18 format and only lower 16 bits are
considered (upper two bits are always 0)
Example:
Inv =
{{16, 16, 16, 16}, {16, 16, 16, 16},{16, 16, 16, 16},{16, 16,
16, 16}};
Fwd =
{
{
MIN((0x40000 + 16/2)/16, 0xFFFF), MIN((0x40000 + 16/2)/16,
0xFFFF), MIN((0x40000 + 16/2)/16, 0xFFFF), MIN((0x40000 +
16/2)/16, 0xFFFF)
},
{
MIN((0x40000 + 16/2)/16, 0xFFFF), MIN((0x40000 + 16/2)/16,
0xFFFF), MIN((0x40000 + 16/2)/16, 0xFFFF), MIN((0x40000 +
16/2)/16, 0xFFFF)
},
{
MIN((0x40000 + 16/2)/16, 0xFFFF), MIN((0x40000 + 16/2)/16,
0xFFFF), MIN((0x40000 + 16/2)/16, 0xFFFF), MIN((0x40000 +
16/2)/16, 0xFFFF)
},
{
MIN((0x40000 + 16/2)/16, 0xFFFF), MIN((0x40000 + 16/2)/16,
0xFFFF), MIN((0x40000 + 16/2)/16, 0xFFFF), MIN((0x40000 +
16/2)/16, 0xFFFF)
},
};
C.3.2 Constraints on Payload Data
Each value has to be an unsigned 16-bit value. As per formula to compute forward matrix
value, the minimum value for scaling matrix weight in inverse path is 4.
Maximum value for scaling matrix weight in inverse path is 255
There is no error check performed for the values of scaling matrices and the behavior is not
defined for non-supported values.

Control for User Defined Scaling Matrices
C-8
This page is intentionally left blank

Motion Vector and SAD Access API
D-9
Appendix D
Motion Vector and SAD Access API
This section describes the method to access MV and SAD (Analytic Information) data
dumped by the encoder.
D.1 Description
The Motion Vector and SAD Access API is a part of the XDM process() call, used by the
application to encode a frame. A parameter enabledAnalyticinfo is provided as a part of
create time parameters, which can be set or reset at a frame level during create-time. Setting
this flag to non-zero value indicates that the analytic info is needed. When this parameter is
set to non-zero value, the process() call returns the motion vector and SAD data in the buffer
provided by the application.
For every macro block, the data returned is 10 bytes, a signed horizontal displacement
component (signed 16-bit integer) and a vertical displacement component (signed 16-bit
integer) in L0 and L1 direction and SAD (16-bit integer).
The following sequence should be followed for Analytic Info access:
15) In the create time parameters, set the flag to access analytic data
/* Enable MV access */
createParams ->enableAnalyticinfo = 1;
16) Allocate output buffers and define the output buffer descriptors
/* Output Buffer Descriptor variables */
XDM2_BufDesc outputBufDesc;
/* Get the input and output buffer requirements for the
codec */
control(.., XDM_GETBUFINFO, extn_dynamicParams, ..);
If Analytic info access is enabled in step1, this call returns the output buffer
info as numBufs =2, along with the minimal buffer sizes.
/* Initialize the output buffer descriptor */
outputBufDesc.numBufs = 2;
/* Stream Buffer */
outputBufDesc.descs[0].buf = streamDataPtr; //pointer to
H264 bit-stream
outputBufDesc.descs[0].bufSize.bytes =
status.videnc2Status.bufInfo.minOutBufSize[0].bytes;
/* MV & SAD Buffer */

Motion Vector and SAD Access API
D-10
outputBufDesc.descs[1].buf = Output_Buffer_Base_Addr;
//pointer to MV and SAD data
outputBufDesc.descs[1].bufSize.bytes =
status.videnc2Status.bufInfo.minOutBufSize[1].bytes;
17) Call frame encode API
/* Process call to encode 1 frame */
process(.. ,.. , outputBufDesc, .. );
After this call, the buffer outputBufDesc.descs[1].buf will have SAD
and Motion vector data. The data format of this buffer will be like,
AnalyticHeaderInfo
Data (SAD and MV)
Define a structure:
struct AnalyticHeaderInfo
{
U32 NumElements;
ElementInfo elementInfoField0SAD;
ElementInfo elementInfoField1SAD;
ElementInfo elementInfoField0MVL0;
ElementInfo elementInfoField0MVL1;
ElementInfo elementInfoField1MVL0;
ElementInfo elementInfoField1MVL1;
} ;
Where as
NumElements -> Total number of elements in the buffer
(As of now SAD ,MV in L0 direction and MV in L1
direction for each field in case of interlace content)
ElementInfo is
typedef struct
{
/*Starting position of data from the buffer base
address*/
U32 StartPos;
/* No. of bytes to jump from the current position to
get the next data of this element group */
U32 Jump;

Motion Vector and SAD Access API
D-11
/* Number of data elements in this group */
U32 Count;
}ElementInfo;
The data format will differ for each frame type; there can be four different formats as,
1. Process call which generates one P frame/field
2. Process call which generates two P fields
3. Process call which generates one B frame/field
4. Process call which generates two B fields
Note: The data present in the shaded boxes of the below figures are don’t
care values.
Process call, which generates one P frame/field:
Figure D-1. Data format of Analytic Information in case of P frame/field.
Process call, which generates two P fields:
NumElements = 2
elementInfoField0SAD
elementInfoField1SAD
elementInfoField0MVL0
elementInfoField0MVL1
elementInfoField1MVL0
elementInfoField1MVL1
SAD and MV Data
NumElements = 4
elementInfoField0SAD
elementInfoField1SAD
elementInfoField0MVL0
elementInfoField0MVL1
elementInfoField1MVL0
elementInfoField1MVL1
SAD and MV Data

Motion Vector and SAD Access API
D-12
Figure D-2. Data format of Analytic Information in case of two P fields.
Process call, which generates one B frame/field:
Figure D-3. Data format of Analytic Information in case of B frame/field
Process call, which generates two B fields:
Figure D-4. Data format of Analytic Information in case of two B fields.
NumElements = 3
elementInfoField0SAD
elementInfoField1SAD
elementInfoField0MVL0
elementInfoField0MVL1
elementInfoField1MVL0
elementInfoField1MVL1
SAD and MV Data
NumElements = 6
elementInfoField0SAD
elementInfoField1SAD
elementInfoField0MVL0
elementInfoField0MVL1
elementInfoField1MVL0
elementInfoField1MVL1
SAD and MV Data

Motion Vector and SAD Access API
D-13
D.2 Example Usage
For example, data in output buffer dumped by the codec for a progressive - B frame is as shown
below,
Figure D-5. MV and SAD data dump by codec in case of
progressive B frames.
To get the MVL0 data for all macroblocks, the application should have code as,
S16 *Src = (U32)Output_Buffer_Base_Addr +
elementInfoMVL0->StartPos;
U32 Jump = elementInfoMVL0->Jump;
S16 *MVL0 = Addr_to_store_MV_inL0 ;
Jump = Jump / sizeof(S16);
for (i = 0; i < elementInfoMVL0->Count; i = i++)
{
* MVL0 ++ = Src[i * Jump]; // To get MVx
* MVL0 ++ = Src[((i *Jump) + 1)]; //To get MVy
}
NumElements
elementInfoField0SAD
elementInfoField1SAD(Don’t care)
elementInfoField0MVL0
elementInfoField0MVL1
elementInfoField1MVL0(Don’tcare)
elementInfoField1MVL1(Don’tcare)
SAD_MB0,
SAD_MB1,
……..
SAD_MBm-1
[MVxL0,MVyL0,MVxL1,MVyL1]MB0,
[MVxL0,MVyL0,MVxL1,MVyL1]MB1,
……….
[MVxL0,MVyL0,MVxL1,MVyL1]MBm-1
Output_Buffer_Base_Addr
elementInfoSAD->startPos
elementInfoMVL0->startPos
AnalyticHeaderInfo
elementInfoMVL1->startPos

Motion Vector and SAD Access API
D-14
Note:
The motion vectors are with quaterpel resolution.
SAD = ABS(Ref(i,j) – Src(i,j)) where, Ref is the macro block of the
reference region and Src is the macro block of the source image.
The motion vectors seen in the encoded stream is based on the best
coding decision, which is a combination of motion estimation and
mode decission. The MV buffer returns the results of the motion
estimation in quaterpel resolution (lowest SAD) and this may be
different from the motion vectors seen in the bit-stream. More details
are given below :
Some macro blocks in a P-frame may be coded as Intra macro
blocks based on the post motion estimation decisions. In this case, the
motion vectors computed in the motion estimation stage (assuming
that this macro block is inter) is returned.
Due to the post motion estimation decisions for some macro blocks,
the actual motion vector encoded may be forced to skip MV. In this
case, the non-skip motion vector available after the motion estimation
is returned.
For I-frames, motion vectors and SAD are not present in the buffer.

E-1
Appendix E
Debug Trace Support
This appendix explains the Debug Trace support details on encoder. This is to help the
application to get the trace data generated by Encoder from external memory
E.1 Debug Trace design in Encoder
Encoder has “debugTraceLevel” interface to select the debug trace level. When
“debugTraceLevel” is set to zero then Encoder will not generate any trace data.
Otherwise, it will generate the trace data in external memory. Encoder has support to log last
N frame’s debug trace data which is controlled by “lastNFramesToLog” interface parameter.
If the encoder is requested to generate debug trace data then encoder will request for
external memory to store these trace data. The size of this memory depends on the
“lastNFramesToLog” parameter. If the size for one process calls trace data is A bytes then
the total bytes requested will be
Total size (X) = (1 + lastNFramesToLog)* A bytes.
Each instance of this trace buffer has two sections of trace data. First section (B) is written in
external memory by Media Controller through cache and other section (C) is written by
HDVICP2.0 using DMA.
Here size of both B and C are aligned to cache line size, which is 32 bytes. Codec will not do
any cache related operation at any point of time. Since the section B is written by Media
Controller through cache, cache write back needs to be performed for this section. If
application has programmed the lastNFramesToLog values as N, then the cache write
back needs to be performed N+1 times. HDVICP2.0 will write section C using DMA, so the
cache write back is not required for this section.

Debug Trace Support
E-2
E.1.1 Steps to utilize debug trace support in H264 encoder
Create encoder with following settings
IH264ENC_Params.debugTraceLevel = 1;
IH264ENC_Params.lastNFramesToLog = N; (example: 10)
Then make a control call with “XDM_GETSTATUS” command to get the following parameters
from codec
Debug trace level used by codec
IH264ENC_Status. debugTraceLevel
Number of frames for which log is available
IH264ENC_Status. lastNFramesToLog
Base address of trace data in external memory
IH264ENC_Status.extMemoryDebugTraceAddr
Total size of trace buffer in external memory
IH264ENC_Status.extMemoryDebugTraceSize
Size of trace buffer for one process call (A) is
A = IH264ENC_Status.extMemoryDebugTraceSize / (IH264ENC_Status.
lastNFramesToLog + 1)
Cache write back operation needs to be performed before reading this data from external
memory.
Pseudo code for cache write back
ddrAddress = IH264ENC_Status.extMemoryDebugTraceAddr;
totalNumFrames = (IH264ENC_Status.lastNFramesToLog + 1);
for(i = 0; i < totalNumFrames i++)
{
CacheWriteBack(ddrAddress,B);
ddrAddress += A;
}
Definition of “CacheWriteBack” function
CacheWriteBack(void * address, int size);
Here
address : Start address for write back operation
Size : length in bytes

F-1
Appendix F
Picture format
This appendix explains the picture format details for encoder. Encoder expects the input
uncompressed picture to be in NV12 format.
F.1 NV12 Chroma Format
NV12 is YUV 420 planar with 2 separate planes, one for Y, one for U and V interleaved.
Luma Plane
Y0,0
Y0,1
Y1,0
Y1,1
Chroma Plane
U0,0
V0,0
U1,0
V1,0
WIDTH
HEIGHT
HEIGHT/2

Picture format
F-2
F.2 Progressive and Interlaced Format
F.2.1 Progressive Format
ACTIVE REGION (LUMA)
picLumaBufferAddr
frameHeight
ACTIVE REGION (CHROMA)
picChromaBufferAddr
frameWidth
imagePitch[0]
Y
0,0 Y
0,1 Y
0,2 Y
0,3
Y
2,0 Y
2,1 Y
2,2 Y
2,3
U
0,0 V
0,0 U
0,1 V
0,1
U
1,0 V
1,0 U
1,1 V
1,1
imagePitch[1]
frameWidth
frameHeight/2
ActiveRegion: Data to be encoded
Extra region beyond the ActiveRegion may be allocated by application due to imagePitch
constraints.
Both luma and chroma buffers can be allocated independently and both can have their pitch
different

Picture format
F-3
F.2.2 Interlaced Format
ACTIVE REGION
TOP FIELD (Luma)
Y
0,0 Y
0,1 Y
0,2 Y
0,3
Y
2,0 Y
2,1 Y
2,2 Y
2,3
ACTIVE REGION
TOP FIELD (Chroma)
U
0,0 V
0,0 U
0,1 V
0,1
U
2,0 V
2,0 U
2,1 V
2,1
ACTIVE REGION
BOTTOM FIELD (Luma)
Y
1,0 Y
1,1 Y
1,2 Y
1,3
Y
3,0 Y
3,1 Y
3,2 Y
3,3
ACTIVE REGION
BOTTOM FIELD (Chroma)
U
1,0 V
1,0 U
1,1 V
1,1
U
3,0 V
3,0 U
3,1 V
3,1
picLumaTopBufferAddr
picLumaBottomBufferAddr
picChromaTopBufferAddr
picChromaBottomBufferAddr
framewidth
frameWidth
frameWidth
frameWidth
imagePitch[0]
imagePitch[1]
imagePitch[1]
imagePitch[0]
frameHeight / 4
frameHeight / 4
frameHeight / 2
frameHeight / 2
ActiveRegion:
Data to be encoded
Extra region beyond the ActiveRegion may be allocated by application due to imagePitch
constraints.
Both luma and chroma buffers can be allocated independently and both can have their pitch
different
The figure shown is for the case when field data is separate, Encoder also supports filed
interleaved data format where both filed are interleaved in memory.

Picture format
F-4
F.3 Constraints on Parameters
- imagePitch need to comply with following constraints
- imagePitch shall be greater or equal to the Width (passed by the application host).
- imagePitch is “don’t care” if the buffer is in TILED8, TILED16 or TILED32 region
- Buffer Addresses need to comply with following constraints
- addresses shown as picLumaBufferAddr in figures shouldn’t point to any region
which is not TILED8 or RAW/TILED PAGE
- The addresses shown as picChromaBufferAddr in figures shouldn’t point to any
region which is not TILED8, TILED16 or RAW/TILED PAGE
- In interlaced picture for field interleaved case the luma and chroma buffer must be in
RAW buffer
Constraints on resolutions are defined as below
Progressive:
- Minimum frameWidth = 96
- Minimum frameHeight = 80
- Maximum frameWidth = 4352
- Maximum frameHeight = 4096
- frameWidth shall be multiple of 2
- frameHeight shall be multiple of 2
Interlaced:
- Minimum frameWidth = 96
- Minimum (frameHeight/2) = 80
- Maximum frameWidth = 4352
- Maximum (frameHeight/2) = 4096
- frameWidth shall be multiple of 2
- frameHeight shall be multiple of 4.

G-1
Appendix G
Low Latency / Sub Frame Level
Synchronization
This appendix explains the details of H264 encoder’s low latency features and how to
exercise them.
G.1 Description
Most of the TI Video Codec interfaces prior to IVIDENC2 and IVIDDEC3 allow frame level
data communication capabilities. A user can configure the codec to encode/decode a
complete frame but not any sub-frame level data communications. If at all any then it is via
codec’s extended interface.
This appendix explains the sub-frame level data communication capabilities of video codec
using data synch call backs defined with IVIDENC2 interface
G.2 H.264 Encoder Input with sub frame level synchronization
H.264 encoder allows accepting partial frames for the application on input side and can start
encoding. This section explains the IVIDENC2 interface details which help to achieve the sub
frame level communications on input side of a video encoder.
Table 21 , Table 22 and Table 23 explain the creation, control and handshake parameters
related to sub frame level data communication for input data of video encoder respectively.
Details column is a generic column and “valid values” column is specific to video encoder
input.
Table 21 Creation time parameter related to sub frame level data communication for input
data of video encoder
Parameter
Name
Details
Valid values
IVIDENC2_Pa
rams::inputDa
taMode
Defines the mode of accepting
the input frame.
IVIDEO_ENTIREF
RAME
entire frame data is
given to encoder
IVIDEO_NUMRO
WS
Frame data is given in
unit of Number of mb
rows, each mb row is
16 lines of video
IVIDENC2_Pa
rams::numInp
utDataUnits
Unit of input data
Don’t care. As the information about the data
can be available during sub frame level
communication

Low Latency / Sub Frame Level Synchronization
G-2
Table 22 Dynamic parameters related to sub frame level data communication for input
data of video encoder
Parameter
Name
Details
Valid values
IVIDENC2_Dy
namicParams:
:getDataFxn
This function pointer is provided
by the app/framework to the
video encoder. The encoder
calls this function to get partial
video buffer(s) from the
app/framework.
Apps/frameworks that support
datasync should set this to non-
NULL.
Any non-NULL value if inputDataMode !=
IVIDEO_ENTIREFRAME
IVIDENC2_Dy
namicParams:
:getDataHandl
e
It defines the handle to be used
while requesting data to
application. This is a handle
which the codec must provide
when calling getDataFxn.
Apps/frameworks that support
datasync should set this to non-
NULL. For an algorithm, this
handle is read-only; it must not
be modified when calling the
app-
registered IVIDENC2_DynamicP
arams.getDataFxn(). The
app/framework can use this
handle to differentiate callbacks
from different algorithms.
Any Value
Table 23 Handshake parameters related to sub frame level data communication for input
data of video encoder
Parameter
Name
Details
Valid values
XDM_DataSy
ncDesc::size
Size of the XDM_DataSyncDesc structure
Sizeof(XDM_DataSyncDesc)
XDM_DataSy
ncDesc::
scatteredBloc
ksFlag
Flag indicating whether the individual data
blocks may be scattered in memory.
Note that each individual block must be
physically contiguous.
Valid values are XDAS_TRUE and
XDAS_FALSE.
If set to XDAS_FALSE, the baseAddr field
points directly to the start of the first block, and
is not treated as a pointer to an array.
If set to XDAS_TRUE, the baseAddr array
must contain the base address of each
individual block.
Don’t care as buffer is
assumed to be contiguous
XDM_DataSy
ncDesc::base
Addr
Base address of single data block or pointer to
an array of data block addresses of size
numBlocks.
If scatteredBlocksFlag is set to XDAS_FALSE,
this field points directly to the start of the first
block, and is not treated as a pointer to an
array.
If scatteredBlocksFlag is set to XDAS_TRUE,
this field points to an array of pointers to the
data blocks.
Don’t care since it is
assumed to be contigous yuv
buffer and initial address is
via inbuf at process call.

Low Latency / Sub Frame Level Synchronization
G-3
XDM_DataSy
ncDesc::num
Blocks
Number of data blocks
Any Value. If <= zero then
codec assumes no data
provided and does call back
to App again. The unit of this
is number of row.
XDM_DataSy
ncDesc::varBl
ockSizeFlag
Flag indicating whether any of the data blocks
vary in size.
Don’t care, as unit of size is
one row
XDM_DataSy
ncDesc::block
Sizes
Variable block sizes array.
Don’t care Since unit is
assumed to be multiple of
number of rows which is
indicated by numBlocks.
If application, want to use video encoder to operate with sub frame on input side
It should create the video encoder with IVIDENC2_Params::inputDataMode =
IVIDEO_NUMROWS.
It should also make a control call with IVIDENC2_DynamicParams::getDataFxn = non-NULL;
to use sub frame level data communication, control call is mandatory.
It should provide the base address of the input buffer during process call
It should provide all the data availability via getDataFxn call back, during process call the
input buffer is assumed to be data-less
Constraint
In presence of B frame, IVIDENC2_Params::inputDataMode = IVIDEO_NUMROWS is an
erroneous case
IVIDENC2_DynamicParams::getDataFxn == NULL && IVIDENC2_Params::inputDataMode
== IVIDEO_NUMROWS is an erroneous situation and codec returns error during process
call.
G.3 H.264 Encoder Output with sub frame level synchronization
H.264 encoder allows providing partial compressed bit-stream to the application on output
side. This section explains the IVIDENC2 interface details, which help to achieve the sub
frame level communications on output side of a video encoder.
Table 24, Table 25 explain the creation and control parameters related to sub frame level
data communication for output data of video encoder respectively.
Details column is a generic column and “valid values” column is specific to video encoder
output.
Table 24 Creation time parameter related to sub frame level data communication for
output data of video encoder
Parameter
Name
Details
Valid values
IVIDENC2_Pa
rams::outputD
ataMode
Defines the mode of providing
the output data.
IVIDEO_ENTIREFRAME
Entire frame bit-stream
is given out by the
encoder
IVIDEO_FIXEDLENGTH
bit-stream is provided
by encoder after a
fixed length of bytes.
The length has to be

Low Latency / Sub Frame Level Synchronization
G-4
multiple of 1K
IVIDEO_SLICEMODE
bit-stream is provided
by encoder after
producing a single(or
more) number of NAL
Units
IVIDENC2_Pa
rams::numOut
putDataUnits
Unit of output data
Don’t care if outputDataMode ==
IVIDEO_ENTIREFRAME
Any positive value if outputDataMode !=
IVIDEO_ENTIREFRAME
if outputDataMode ==
IVIDEO_FIXEDLENGTH then it indicates the
basic unit of size (in multiple of 1K) at which
encoder should inform the application.
Eg: Here 4 means that encoder should
inform after producing every 4*1024 bytes to
application
if outputDataMode == IVIDEO_SLICEMODE
then it indicates the basic unit of slices at
which encoder should produce the bit-
stream.
Eg: Here 5 means that after encoding a set
of 5 NALUs,
encoder should inform to application
Table 25 Dynamic parameters related to sub frame level data communication for output
data of video encoder
Parameter
Name
Details
Valid values
IVIDENC2_Dy
namicParams:
:putDataFxn
This function pointer is provided
by the app/framework to the
video encoder. The encoder
calls this function when data has
been put in output buffer. It is to
inform the app/framework.
Apps/frameworks that support
datasync should set this to non-
NUL
Any non-NULL value if outputDataMode !=
IVIDEO_ENTIREFRAME
IVIDENC2_Dy
namicParams:
:putDataHandl
e
It defines the handle to be used
while informing data availability
to application. This is a handle
which codec must provide when
calling putDataFxn.
Apps/frameworks that support
datasync should set this to non-
NULL. For an algorithm, this
handle is read-only; it must not
be modified when calling the
app-
registered IVIDENC2_DynamicP
arams.putDataFxn(). The
app/framework can use this
handle to differentiate callbacks
from different algorithms.
Any Value
To simplify the codec implementation, the information sharing by codec to application
happens at a quantum of 1K byte data. In this document, each 1K byte is referred as page.

Low Latency / Sub Frame Level Synchronization
G-5
If application, want to use video encoder to operate with sub frame on output side
It should create the video encoder with IVIDENC2_Params::outputDataMode =
IVIDEO_SLICEMODE or IVIDEO_FIXEDLENGTH.
It should also make a control call with IVIDENC2_DynamicParams::putDataFxn = non-NULL;
to use sub frame level data communication, control call is mandatory.
It should provide the base address and available space of the output buffer during process
call
Erroneous case
IVIDENC2_DynamicParams::putDataFxn == NULL && IVIDENC2_Params::outputDataMode
!= IVIDEO_ENTIREFRAME is an erroneous situation and codec returns error during process
call.
If outPutDataMode == IVIDEO_SLICE and multiple slices are not enabled (sliceMode ==
IH264_SLICEMODE_NONE), encoder returns error
(IH264ENC_UNSUPPORTED_SLICECODINGPARAMS) during create time
If numOutputDataUnits > 64 or numOutputDataUnits < 0 with outputDataMode !=
IVIDEO_ENTIREFRAME is an erroneous situation and code returns error
(IH264ENC_IMPROPER_DATASYNC_SETTING) during create time
If Number of B frame > 0 && inputDataMode != IVIDEO_ENTIREFRAME, encoder returns
error (IH264ENC_IMPROPER_DATASYNC_SETTING) at create time
If minBitRate > 0 && outputDataMode != IVIDEO_ENTIREFRAME, encoder returns error
(IH264ENC_UNSUPPORTED_VIDENC2PARAMS) at create time
If outPutDataMode == IVIDEO_SLICE and sliceMode = IH264_SLICEMODE_BYTES, then
encoder expects getBufferFxn to be implemeneted by application. So outPutDataMode ==
IVIDEO_SLICE && sliceMode = IH264_SLICEMODE_BYTES && getBufferFxn == NULL) is
erroneous condition and encoder returns IH264ENC_IMPROPER_DATASYNC_SETTING
error during control call
G.3.1 H.264 Encoder mechansim to accpet partial buffer and non contiguous
buffer on output side
Before unserstanding, the interface related to different outputDataMode, it is important to
understand about the interface, which allows encoder to accept non-contiguous memory
With IVIDENC2 interface video encoder can work with a situation when it has not been
provided complete bit-stream buffer to it during process call. Application can provide non
contiguous chunks of memory with some size constraints to encoder and it can produce the
bit-stream in these buffers.
It is achieved by IVIDENC2_DynamicParams::getBufFxn() interface.
To get the encoder working with partial output buffer, there is no specific creation time
parameter.
Control call is mandatory and application need to provide a valid function pointer as
IVIDENC2_DynamicParams::getBufFxn.
Application also need to set IVIDENC2_DynamicParams::ignoreOutbufSizeFlag as
true to prevent encoder reporting error

Low Latency / Sub Frame Level Synchronization
G-6
Table 26 and Table 27 explain the control and handshake parameters related to sub frame
level data communication to handle partial output buffer by video encoder respectively.
Details column is a generic column and “valid values” column is specific to video encoder.
Following points should be noticed to use video encoder with partial buffer on output side
getBuf is independent of outputDataMode or inputDataMode. It is only meant for codec to
ask application for a buffer, if encoder has exhausted for output bit-stream
During process call the initial stream address and size are provided by application. No
constraint on this information and encoder consumes this buffer space
During data synch (via getBuf) codec can accept a multiple non contiguous buffers from
application each of them has to be multiple of 2K. (only exception here is when encoder is
congiured to work with outputDataMode = IVIDEO_SLICE_MODE and outputDataMode ==
IVIDEO_SLICE_MODE. With this case encoder can accept any size which is >=
sliceUnitSize )
if scatteredBlocksFlag is non zero then Maximum number of blocks provided by user should
be 8. If application provides more than 8 block then codec will just accept 8 blocks and rest of
the blocks will be ignored (constraint)
If scatteredBlocksFlag flag is zero than there is no limit on numBlocks.
If the function pointer IVIDENC2_DynamicParams::getBufFxn provided is null then encoder
will first consume the buffer provided in process call (by writing the bit stream data), if that
buffer is exhausted then encoder has to do proper pipe down and come out from the process
call with error (XDM_INSUFFICIENT_DATA).
Table 26 Dynamic parameters related to accept partial buffer for output bit-stream
Parameter
Name
Details
Valid values
IVIDENC2_Dy
namicParams:
:getBufFxn
This function pointer is provided
by the app/framework to the
video encoder. The encoder
calls this function to get partial
bit-stream buffer(s) from the
app/framework.
Apps/frameworks that support
datasync should set this to non-
NULL.
Any non-NULL value to use partial buffer
for bit-stream space
IVIDENC2_Dy
namicParams:
:getDataHandl
e
This is a handle which the codec
must provide when calling the
app-registered
IVIDENC2_DynamicParam.getB
ufferFxn(). Apps/frameworks
that don't support datasync
should set this to NULL. For an
algorithm, this handle is read-
only; it must not be modified
when calling the app-registered
IVIDENC2_DynamicParams.get
BufferFxn(). The app/framework
can use this handle to
differentiate callbacks from
different algorithms.
Any Value

Low Latency / Sub Frame Level Synchronization
G-7
Table 27 Handshake parameters related to accept partial buffer for output bit-stream
Parameter
Name
Details
Valid values
XDM_DataSy
ncDesc::size
Size of the XDM_DataSyncDesc structure
sizeof(XDM_DataSyncDesc)
XDM_DataSy
ncDesc::
scatteredBloc
ksFlag
Flag indicating whether the individual data
blocks may be scattered in memory.
Note that each individual block must be
physically contiguous.
Valid values are XDAS_TRUE and
XDAS_FALSE.
If set to XDAS_FALSE, the baseAddr field
points directly to the start of the first block, and
is not treated as a pointer to an array.
If set to XDAS_TRUE, the baseAddr array
must contain the base address of each
individual block.
XDAS_TRUE or
XDAS_FALSE
XDM_DataSy
ncDesc::base
Addr
Base address of single data block or pointer to
an array of data block addresses of size
numBlocks.
If scatteredBlocksFlag is set to XDAS_FALSE,
this field points directly to the start of the first
block, and is not treated as a pointer to an
array.
If scatteredBlocksFlag is set to XDAS_TRUE,
this field points to an array of pointers to the
data blocks.
non-NULL, if NULL then
again call back.
If baseAddress[i] is NULL
then again call back (where
i=0 to numBlock -1 when
scatteredBlocksFlag is non-
zero)
XDM_DataSy
ncDesc::num
Blocks
Number of data blocks
Any Value. If <= zero then
codec assumes no data
provided and does call back
to App again.
<=8 if scatteredBlocksFlag !=
0
if scatteredBlocksFlag != 0
then values higher than 8 are
assumed to be 8
XDM_DataSy
ncDesc::varBl
ockSizeFlag
Flag indicating whether any of the data blocks
vary in size.
XDAS_TRUE or
XDAS_FALSE
XDM_DataSy
ncDesc::block
Sizes
Variable block sizes array.
non-NULL. If it is NULL then
again call back
definition of blockSize[i] is
different for different
situations as mentioned
below
- For sliceMode =
IH264_SLICEMODE_BYTES
and outputDataMode ==
IVIDEO_SLICE_MODE it
should hold a value >=
sliceUnitSize
- For other situations it
should hold a value which is
multiple of 2K
If application doesn’t
Obey these restrictions then
the behavior is undefined

Low Latency / Sub Frame Level Synchronization
G-8
totalBlockSize =
SUM(blockSizes[0] to
blockSizes[numBlocks-1]) if
varBlockSizesFlag is non
zero.
totalBlockSize = numBlocks *
blockSizes[0] if
varBlockSizesFlag is zero
if totalBlocksSize is 0 the call
back again
G.3.2 H.264 Encoder behavior with outputDataMode as IVIDEO_SLICEMODE
Table 28 explains the handshake parameters for sub frame level data communication with
outputDataMode = IVIDEO_SLICEMODE
Communication point by codec to application about data availability is one of the below
whichever is later
numof slices( numOutputDataUnit) is encoded i.e. if in the current page ,numOfSlice >=
numOutputDataUnit then make a putData call.
Minimum 1K of data is encoded i.e. numOfSlices exceeds numOutputDataUnit in the first
page cross itself.
Note that communication point is always at page cross over except at the last call (end of
process) where bit stream can end at any point in the page.
Incase of outputDataMode = IVIDEO_SLICEMODE, following points should be noted
numOutputDataUnit is the frequency after which codec will inform to App. So in
IVIDEO_SLICE_MODE, lets outputDataUnit is 8 then after 8 slice codec has to make
putData call.
This encoder implementations has constraint of limiting maximum allowed value of
outputDataUnit as 64
Let’s say numOutputDataUnit is 64, and in one page codec generates 63 slices and in the
next page it generated again 64 slices, in this case codec will inform all the 127 slices. So
maximum generated value by encoder for numBlocks is 127
Bit-stream can be non-contiguous at NAL boundaries, if the encoder is configured to
generate NAL Units of fixed length (sliceMode == IH264_SLICEMODE_BYTES). In this case
after each NALU completion, encoder moves to next NALU’s start address even there are
few bytes left in the previous buffer(packet)
If the encoder is configured to generate slices based upon macroBlockPerSlice (sliceMode
==IH264_SLICEMODE_MBS or sliceMode == IH264_SLICEMODE_OFFSET) then the bit-
stream is assumed to be contiguous in memory, hence it is user’s responsibility to provide
the bit-stream address during data synch calls(XDM_DataSyncDesc::baseAddr) to be in
continuation of the earlier bit-stream address provided to encoder
Application provides buffer size and address for bit-stream during process call, both of them
are honored and consumed by encoder until it needs more space to write bit-stream (refer
getBuf interface of video encoder for more details)

Low Latency / Sub Frame Level Synchronization
G-9
All data availability is informed via data synch calls, while process exit the bytesGenerated
indicates the total sum (not the size of last chunk)
Table 28 Handshake parameters related to sub frame level data communication for output
data of video encoder (outputDataMode = IVIDEO_SLICEMODE)
Parameter
Name
Details
Valid values
XDM_DataSy
ncDesc::size
Size of the XDM_DataSyncDesc structure
sizeof(XDM_DataSyncDesc)
XDM_DataSy
ncDesc::
scatteredBloc
ksFlag
Flag indicating whether the individual data
blocks may be scattered in memory.
Note that each individual block must be
physically contiguous.
Valid values are XDAS_TRUE and
XDAS_FALSE.
If set to XDAS_FALSE, the baseAddr field
points directly to the start of the first block, and
is not treated as a pointer to an array.
If set to XDAS_TRUE, the baseAddr array
must contain the base address of each
individual block.
Flag indicating whether the
individual data slices may be
scattered in memory.
Constraint: None
XDM_DataSy
ncDesc::base
Addr
Base address of single data block or pointer to
an array of data block addresses of size
numBlocks.
If scatteredBlocksFlag is set to XDAS_FALSE,
this field points directly to the start of the first
block, and is not treated as a pointer to an
array.
If scatteredBlocksFlag is set to XDAS_TRUE,
this field points to an array of pointers to the
data blocks.
This field points directly to
the start of the data for the
active transaction
XDM_DataSy
ncDesc::num
Blocks
Number of data blocks
Any Value and it is the
number of slices generated
till the point of putData call. If
outputDataUnit is 7, in the
page cross over which would
be the communication point
and it generated 8 slices,
then numbBlocks is 8 and all
8 slices will be informed to
App.
Codec can generate
following possible values of
numBblocks
1 <= numBlocks <= 127
XDM_DataSy
ncDesc::varBl
ockSizeFlag
Flag indicating whether any of the data blocks
vary in size.
XDAS_TRUE or
XDAS_FALSE(slice sizes are
not constant most of the
time)
XDM_DataSy
ncDesc::block
Sizes
Variable block sizes array.
If varBlockSizesFlag is
XDAS_TRUE, this array
contains the sizes of each
slice. So total slice size is
sum of (blockSizes[0] to
blockSizes[numBlocks -1].
If varBlockSizesFlag is
XDAS_FALSE, this contains
the size of same-size slices.
So total data given by
encoder to app would be
(numBlocks * blocSizes[0])

Low Latency / Sub Frame Level Synchronization
G-10
G.3.3 H.264 Encoder behavior with outputDataMode as IVIDEO_FIXEDLENGTH
Table 29 explains the handshake parameters for sub frame level data communication with
outputDataMode = IVIDEO_FIXEDLENGTH
Communication point by codec to application about data availability is one of the below
whichever is earlier
1 K Bytes * numOutputDataUnit of data is encoded.
if 64 non-continuous blocks have been generated by encoder.
Note that communication point is always at page cross over except at the last call (end of
process) where bit stream can end at any point in the page.
Incase of outputDataMode = IVIDEO_FIXEDLENGTH, following points should be noted
numOututDataUnit is the frequency after which codec will inform to App. so in
IVIDEO_FIXED_LENGTH, lets outputDataUnit is 10 then after 10 page cross over (which is
communication point to app) in SL2 bitstream space, codec will make putData call. if
numOutputDataUnit is 10, and initial bitstream buffer size given in process call is 0.5 KB,
then codec will put a putData call after 9.5 KB of encoding, not after 10.5 KB.
Application provides buffer size and address for bit-stream during process call, both of them
are honored and consumed by encoder until it needs more space to write bit-stream (refer
getBuf interface of video encoder for more details)
All data availability is informed via data synch calls, while process exit the bytesGenerated
indicates the total sum (not the size of last chunk)
Table 29 Handshake parameters related to sub frame level data communication for output
data of video encoder (outputDataMode = IVIDEO_FIXEDLENGTH)
Parameter
Name
Details
Valid values
XDM_DataSy
ncDesc::size
Size of the XDM_DataSyncDesc structure
sizeof(XDM_DataSyncDesc)
XDM_DataSy
ncDesc::
scatteredBloc
ksFlag
Flag indicating whether the individual data
blocks may be scattered in memory.
Note that each individual block must be
physically contiguous.
Valid values are XDAS_TRUE and
XDAS_FALSE.
If set to XDAS_FALSE, the baseAddr field
points directly to the start of the first block, and
is not treated as a pointer to an array.
If set to XDAS_TRUE, the baseAddr array
must contain the base address of each
individual block.
Flag indicating whether the
individual data block may be
scattered in memory.
XDAS_TRUE or
XDAS_FALSE
XDM_DataSy
ncDesc::base
Addr
Base address of single data block or pointer to
an array of data block addresses of size
numBlocks.
If scatteredBlocksFlag is set to XDAS_FALSE,
this field points directly to the start of the first
block, and is not treated as a pointer to an
array.
If scatteredBlocksFlag is set to XDAS_TRUE,
this field points to an array of pointers to the
data blocks.
Base address of single data
block or pointer to an array of
block addresses of size
numBlocks.
If scatteredBlocksFlag is set
to XDAS_FALSE, this field
points directly to the start of
the first block, and is not
treated as a pointer to an
array.
If scatteredBlocksFlag is set
to XDAS_TRUE, this field

Low Latency / Sub Frame Level Synchronization
G-11
points to an array of pointers
to the data blocks i.e. from
baseAddr[0] to
baseAddr[numBlocks-1]
XDM_DataSy
ncDesc::num
Blocks
Number of data blocks
It is the number of blocks
generated till the point of
putData call.
Codec can generate
following possible values of
numBblocks
1 <= numBlocks <= 64
XDM_DataSy
ncDesc::varBl
ockSizeFlag
Flag indicating whether any of the data blocks
vary in size.
Flag indicating whether any
of the data blocks vary in
size. Valid values
XDAS_TRUE or
XDAS_FALSE
XDM_DataSy
ncDesc::block
Sizes
Variable block sizes array.
If varBlockSizesFlag is
XDAS_TRUE, this array
contains the sizes of each
block. So total data size or
bitstream is sum of
(blockSizes[0] to
blockSizes[numBlocks -1].
If varBlockSizesFlag is
XDAS_FALSE, this contains
the size of same-size data
blocks.So total data given by
encoder to app would be
(numBlocks * blocSizes[0])

Low Latency / Sub Frame Level Synchronization
G-12
This page is intentionally left blank

H-1
Appendix H
Long Term Reference Picture Schemes
This appendix explains the usage details of long-term reference picture support.
H.1 Description
Most of the applications which are sensitive to errors over network need error resilient
features in the vide encoder. Long-term reference picture allows encoder to prevent
propogation of erros in few temporal frames in past. Most of the multi-way real time
communication systems can get benifited with this error resiliency feature in video encoders.
H.2 Supported Schemes and Usage
This version of encoder supports following mechanisms for long-term reference picture,
1. Periodic Long term Reference picture
2. Proactive Long term Referencing
3. Reactive Long term Referencing
H.2.1 Periodic Long term Referencing
This scheme allows encoder to get instructed to refer to last marked long term reference picture.
Pictures are marked as long term reference picture based on the given period. To enable this
scheme following operations should be performed at create time
IH264ENC_Params::enableLongTermRefFrame should be set to
IH264ENC_LTRP_REFERTO_PERIODICLTRP.
IH264ENC_Params::LTRPPeriod should be set to long term reference picture marking interval i.e,
interval between two consecutive long term reference pictures.
This will cause encoder instance memory to be higher by one frame than in normal operation. If
normal operation is requiring 2 reference frames, now it will be require 3 reference frames to be
stored.
At process level IVIDENC2_InArgs::control should be set to
IH264ENC_CTRL_REFER_LONG_TERM_FRAME for the desired frame to refer to lastly marked
long term reference picture, so user has flexibility for each encoding frame to inform to encoder to
use lastly marked long term reference picture. The below picture explains how long term reference
pictures are marked based on LTRP Period and IntraframeInterval.

Long Term Reference Picture Schemes
H-2
Figure H-1. Marking of Long Term reference picture
Next two figures explains the usages of this feature in a 2 way video transmission system
Figure H-2. Long term referencing to I/IDR - 2 way video transmission system.

Long Term Reference Picture Schemes
H-3
H.2.2 Proactive Long term Referencing
This scheme allows encoder to be instructed to refer to create a structure with which it is
reactive to errors. In previous scheme, an action is taken after the error gets introduced and
recognized from the receiver, where as in this scheme it allows to create a bit-stream gop
structure which is recoverable in presense of errors.
To enable this scheme following operations should be performed:
At create time IH264ENC_Params::enableLongTermRefFrame should be set to
IH264ENC_LTRP_REFERTOP_PROACTIVE. This will not cause encoder instance memory
to be higher than normal operation. For IPPP.. kind of sequence 2 frame buffers will be
required as in normal scenarion. In normal scenarion when there is no long term referencing
is enabled than one buffer is used to write the reconstructed data for current frame that is
being encoded and another buffer is used as reference frame for current frame. In this kind of
long term referencing scheme, among the two buffers only one buffer will be reference frame,
another buffer will be kept for future usages. User can control which frame to be
reconstructed and for which frame reference frame needs to be changed.
At process level IVIDENC2_InArgs::control should be set to either of the 4 values based
upon the need
IH264ENC_CTRL_NOWRITE_NOREFUPDATE
IH264ENC_CTRL_WRITE_NOREFUPDATE
IH264ENC_CTRL_NOWRITE_REFUPDATE
IH264ENC_CTRL_WRITE_REFUPDATE
Figure H-3. Proactive Long term Referencing.
In the above figure, while encoding 5th frame user has given control to write the reconstructed
frame, so that is why in this process call 5th frame got reconstructed and placed in one of the
buffer, Non reference frame is always flushed if needed for storing new reconstructed frame.
In the above example till the encoding of 9th frame, frame number ‘1’ was used as reference.
In 10th frame encoding user has given the control about to update the refrence, so from this
frame onward 5th frame will be used as reference.
One can acheieve different GOP structure with different values of IVIDENC2_InArgs::control
at frame level

Long Term Reference Picture Schemes
H-4
If one sets IVIDENC2_InArgs::control = IH264ENC_CTRL_WRITE_REFUPDATE then
below GOP structure is achieved. This is equivalent to normal gop structure with no long
term referencing
Based upon the feedback from receiver, one can achieve dynamically either one of the below
gop structure.
Figure H-4.GOP structure in LTRP.
With this control, user can achieve unchained P frame in which all P frame refers to only I
frame. This GOP structure is useful for storage thinning over the time. In video security
domain, if the content is aged it can be thnned by removing any of the P frames by video
editing in below GOP structure.
Since the control is provided at picture level, it gives a lot of flexibility to application for getting
desired gop structure dynamically. Below table provides the value of control field to achieve
both situations.

Long Term Reference Picture Schemes
H-5
H.2.3 Reactive Long term Referencing
The operation of this scheme is similar to Long term Referencing to PeriodicLTRP scheme (H.2.1).
This scheme differs by maintaining two recent long term reference pictures at any point of time.
When encoder gets control command to refer to long term picture, it will refer to old long term
reference picture from the recently marked 2 long term reference picture. Pictures are marked as
long term reference picture based on the given period
To enable this scheme following operations should be performed at create time
IH264ENC_Params::enableLongTermRefFrame should be set to
IH264ENC_LTRP_REFERTOP_REACTIVE.
IH264ENC_Params::LTRPPeriod should be set to long term reference picture marking interval i.e,
interval between two consecutive long term reference pictures.
This will cause encoder instance memory to be higher by two frames than in normal operation. If
normal operation is requiring 2 reference frames, now it will be require 4 reference frames to be
stored.
Next two figures explains the usages of this feature in a 2 way video transmission system
Frame
#
If P5 is well received from receiver
If P5 is not well received from receiver
IVIDENC
2_InArgs:
:control
0
IH264ENC_CTRL_WRITE_REFUPDATE
IH264ENC_CTRL_WRITE_REFUPDATE
1
IH264ENC_CTRL_NOWRITE_NOREFUPDATE
IH264ENC_CTRL_NOWRITE_NOREFUPDATE
2
IH264ENC_CTRL_NOWRITE_NOREFUPDATE
IH264ENC_CTRL_NOWRITE_NOREFUPDATE
3
IH264ENC_CTRL_NOWRITE_NOREFUPDATE
IH264ENC_CTRL_NOWRITE_NOREFUPDATE
4
IH264ENC_CTRL_NOWRITE_NOREFUPDATE
IH264ENC_CTRL_NOWRITE_NOREFUPDATE
5
IH264ENC_CTRL_WRITE_NOREFUPDATE
IH264ENC_CTRL_WRITE_NOREFUPDATE
6
IH264ENC_CTRL_NOWRITE_NOREFUPDATE
IH264ENC_CTRL_NOWRITE_NOREFUPDATE
7
IH264ENC_CTRL_NOWRITE_NOREFUPDATE
IH264ENC_CTRL_NOWRITE_NOREFUPDATE
8
IH264ENC_CTRL_NOWRITE_NOREFUPDATE
IH264ENC_CTRL_NOWRITE_NOREFUPDATE
9
IH264ENC_CTRL_NOWRITE_NOREFUPDATE
IH264ENC_CTRL_NOWRITE_NOREFUPDATE
10
IH264ENC_CTRL_WRITE_REFUPDATE
IH264ENC_CTRL_WRITE_NOREFUPDATE
11
IH264ENC_CTRL_NOWRITE_NOREFUPDATE
IH264ENC_CTRL_NOWRITE_NOREFUPDATE
12
IH264ENC_CTRL_NOWRITE_NOREFUPDATE
IH264ENC_CTRL_NOWRITE_NOREFUPDATE
13
IH264ENC_CTRL_NOWRITE_NOREFUPDATE
IH264ENC_CTRL_NOWRITE_NOREFUPDATE
14
IH264ENC_CTRL_NOWRITE_NOREFUPDATE
IH264ENC_CTRL_NOWRITE_NOREFUPDATE

Long Term Reference Picture Schemes
H-6
Figure H-5. Reactive Long term Referencing - 2 way video transmission system.

I-1
Appendix I
Hierarchical P structure Coding Scheme
This appendix explains the usage details of Hierarchical P structure coding.
I.1 Description
Hierarchical P structure allows additional flexibility to have a scalable bit-stream in terms of
bit rate and frame rate without adding any additional delay. With this structure, pictures are
coded in different temporal layers, where a picture only refers to pictures belonging to layers
below it for temporal prediction
Below figure I.1 shows the temporalLayer 4 structure coding (i.e from temporal layer 0 to 3).
Figure I-1. Hierarchical P structure coding for Temporal Layer 4 with layer numbers
By removing the higher layer pictures, one can achieve a decodable bit-stream with lesser
frame rate and hence lesser bitrate as well. In above example by removing the pictures from
layer 3, the resultant bit-stream is of half the frame rate and almost half the bit-rate of original
bit-stream
I.2 Supported Schemes and Usage
This version of encoder supports following mechansims for Hierarchical P structure
coding.The fig I.1 Hierarchical P structural coding can be generated using two referencing
schemes which are mentioned below.
I.2.1 Long term Referencing (MMCO Commands)
This scheme get enabled when referencePicMarking == 1.In this mode of
operation,DPB management is done by long term frames. LongTerm pictures have
longTermIndex correspoding to their layer.MMCO Commands get used for this operation.

Hierarchical P structure Coding Scheme
I-2
Figure I-2. Hierarchical P structure coding for Temporal Layer 4 with MMCO Commands
For interlaced coding, LT 0 and LT1 are toggled for base layer and LT2 and LT3 used for
higher(Enhancement) layers. If interlaceCodingType is coded using MRF(Most recent
field referencing scheme) then top layer will not be Non-Reference frame.
I.2.2 Short term Referencing (Sliding Window)
This scheme get enabled when referencePicMarking == 0.In this mode of
operation,DPB management is done by short term frames (Sliding Window) which is the
default DPB management in H264 Decoders.
I.3 Comparison of Referencing scheme
Short Term Referencing
Long Term Referencing
DPB management done using Sliding
window
DPB management done using MMCO
Commands
The overall DPB buffer requirement at the
decoder end will be higher
More efficient in DPB buffer requirement
The temporal layers cannot be identified
unless informed through SVC syntax or
though some external means.
LongTermIndex (LT) can be used to
identify the various temporal layers in
absence of SVC syntax
The decoding technique is relatively
simpler.
The decoding technique is relatively
complex

J-1
Appendix J
Mapping of Encoding Presets
J.1 Description:
User provided extended parameters of interface structure are taken in account only when
encodingPreset is XDM_USER_DEFINED. When encodingPreset is not
XDM_USER_DEFINED then encoder selects the appropriate values for extended parameter
as per the encodingPreset selected. This appendix explains the extended parameters values
that user need to set to meet the exact behavior of a particular encodingPreset like
XDM_HIGH_SPEED, XDM_MED_SPEED_HIGH_QUALITY etc. This table is useful when
user wants to change a particular parameter without modifying the other default values for a
particular preset.
encodingPreset
=XDM_MED_SPEED_HIGH_QU
ALITY
encodingPreset
=XDM_USER_DEFINED
rateControlParams.rateC
ontrolPreset
IH264_RATECONTROLPARAMS
_DEFAULT
IH264_RATECONTROLPARAM
S_DEFAULT
intercodingParams.inter
CodingPreset
IH264_INTERCODING_DEFAUL
T
IH264_INTERCODING_MED_S
PEED_HIGH_QUALITY
intraCodingParams.intra
CodingPreset
IH264_INTRACODING_DEFAUL
T
IH264_INTRACODING_DEFAUL
T
nalUnitControlParams.n
alUnitCodingPreset
IH264_NALU_CONTROL_DEFA
ULT
IH264_NALU_CONTROL_DEFA
ULT
sliceCodingParams.slice
CodingPreset
IH264_SLICECODING_DEFAUL
T
IH264_SLICECODING_DEFAUL
T
loopFilterParams.loopFilt
erPreset
IH264_LOOPFILTER_DEFAULT
IH264_LOOPFILTER_DEFAULT
fmoCodingParams.fmoC
odingPreset
IH264_FMOCODING_DEFAULT
IH264_FMOCODING_DEFAULT
vuiCodingParams.vuiCo
dingPreset
IH264_VUICODING_DEFAULT
IH264_VUICODING_DEFAULT
stereoInfoParams.stereo
InfoPreset
IH264_STEREOINFO_DISABLE
IH264_STEREOINFO_DISABLE
framePackingSEIParam
s.framePackingSEIPrese
t
IH264_FRAMEPACK_SEI_DISA
BLE
IH264_FRAMEPACK_SEI_DISA
BLE
svcCodingParams.
svcExtensionFlag
IH264_SVC_EXTENSION_FLAG
_DISABLE
IH264_SVC_EXTENSION_FLA
G_DISABLE
interlaceCodingType
IH264_INTERLACE_DEFAULT
IH264_INTERLACE_DEFAULT
bottomFieldIntra
0
0
gopStructure
IH264ENC_GOPSTRUCTURE_D
EFAULT
IH264ENC_GOPSTRUCTURE_
DEFAULT
entropyCodingMode
IH264_ENTROPYCODING_DEF
AULT
IH264_ENTROPYCODING_DEF
AULT
transformBlockSize
IH264_TRANSFORM_DEFAULT
IH264_TRANSFORM_DEFAULT

Mapping of Encoding Presets
J-2
log2MaxFNumMinus4
10
10
picOrderCountType
IH264_POC_TYPE_DEFAULT
IH264_POC_TYPE_DEFAULT
enableWatermark
0
0
IDRFrameInterval
0
0
pConstantMemory
NULL
NULL
maxIntraFrameInterval
0x7FFFFFFF
0x7FFFFFFF
debugTraceLevel
0
0
lastNFramesToLog
0
0
enableAnalyticinfo
0
0
enableGMVSei
0
0
constraintSetFlags
0
0
enableRCDO
0
0
enableLongTermRefFra
me
0
0
LTRPPeriod
0
0
numTemporalLayer
IH264_TEMPORAL_LAYERS_1
IH264_TEMPORAL_LAYERS_1
referencePicMarking
IH264_LONG_TERM_PICTURE
IH264_LONG_TERM_PICTURE
encodingPreset
=XDM_HIGH_SPEED
encodingPreset
=XDM_USER_DEFINED
rateControlParams.rateC
ontrolPreset
IH264_RATECONTROLPARAMS
_DEFAULT
IH264_RATECONTROLPARAM
S_DEFAULT
intercodingParams.inter
CodingPreset
IH264_INTERCODING_DEFAUL
T
IH264_INTERCODING_HIGH_S
PEED
intraCodingParams.intra
CodingPreset
IH264_INTRACODING_DEFAUL
T
IH264_INTRACODING_HIGH_S
PEED
nalUnitControlParams.n
alUnitCodingPreset
IH264_NALU_CONTROL_DEFA
ULT
IH264_NALU_CONTROL_DEFA
ULT
sliceCodingParams.slice
CodingPreset
IH264_SLICECODING_DEFAUL
T
IH264_SLICECODING_DEFAUL
T
loopFilterParams.loopFilt
erPreset
IH264_LOOPFILTER_DEFAULT
IH264_LOOPFILTER_DEFAULT
fmoCodingParams.fmoC
odingPreset
IH264_FMOCODING_DEFAULT
IH264_FMOCODING_DEFAULT
vuiCodingParams.vuiCo
dingPreset
IH264_VUICODING_DEFAULT
IH264_VUICODING_DEFAULT
stereoInfoParams.stereo
InfoPreset
IH264_STEREOINFO_DISABLE
IH264_STEREOINFO_DISABLE
framePackingSEIParam
s.framePackingSEIPrese
t
IH264_FRAMEPACK_SEI_DISA
BLE
IH264_FRAMEPACK_SEI_DISA
BLE
svcCodingParams.
svcExtensionFlag
IH264_SVC_EXTENSION_FLAG
_DISABLE
IH264_SVC_EXTENSION_FLA
G_DISABLE
interlaceCodingType
IH264_INTERLACE_DEFAULT
IH264_INTERLACE_DEFAULT
bottomFieldIntra
0
0
gopStructure
IH264ENC_GOPSTRUCTURE_D
EFAULT
IH264ENC_GOPSTRUCTURE_
DEFAULT
entropyCodingMode
IH264_ENTROPYCODING_DEF
AULT
IH264_ENTROPYCODING_DEF
AULT
transformBlockSize
IH264_TRANSFORM_DEFAULT
IH264_TRANSFORM_DEFAULT
log2MaxFNumMinus4
10
10

Mapping of Encoding Presets
J-3
picOrderCountType
IH264_POC_TYPE_DEFAULT
IH264_POC_TYPE_DEFAULT
enableWatermark
0
0
IDRFrameInterval
0
0
pConstantMemory
NULL
NULL
maxIntraFrameInterval
0x7FFFFFFF
0x7FFFFFFF
debugTraceLevel
0
0
lastNFramesToLog
0
0
enableAnalyticinfo
0
0
enableGMVSei
0
0
constraintSetFlags
0
0
enableRCDO
0
0
enableLongTermRefFra
me
0
0
LTRPPeriod
0
0
numTemporalLayer
IH264_TEMPORAL_LAYERS_1
IH264_TEMPORAL_LAYERS_1
referencePicMarking
IH264_LONG_TERM_PICTURE
IH264_LONG_TERM_PICTURE
Table 30 Prameter Mapping for various encoding presets
Note :
When encoding preset is XDM_HIGH_SPEED then
IH264ENC_IntraCodingParams :: intraRefreshMethod is ignored.
When encoding preset is XDM_HIGH_SPEED then
IH264ENC_RateControlParams :: enablePartialFrameSkip is ignored.

Mapping of Encoding Presets
J-4
This page is intentionally left blank

K-1
Appendix K
Region of Interest Encoding
This appendix explains the usage details of Region of Interest (ROI) support.
K.1 Description
Region of Interest (ROI) encoding allows encoding of specified regions in a frame with higher
quality as compared to other regions (“regions of non-interest”). This approach helps to
maximize the perceptual quality in ROIs and reduce overall bit-rate for the same perceived
quality.
K.2 Usage of ROI feature
K.2.1 Enabling ROI Support
The following parameter is added in IH264ENC_DynamicParams for enabling ROI support.
XDAS_Int32 enableROI;
Set it to non-zero value to enable ROI encoding. Set it to 0 to disable ROI encoding. Default
value is 0 (i.e., ROI is disabled).
ROI will be automatically disabled in case of full frame skip, and for skip macroblocks.
The following parameter has been added in IH264ENC_Status so that application can get to
know the status of enableROI parameter used for encoding.
XDAS_Int8 enableROI;
If the value of this variable is zero, then ROI is disabled. Otherwise, ROI is enabled.
K.2.2 Interface to Encoder
IH264ENC_RoiInput
║ Description
IH264ENC_RoiInput parameter is added in IH264ENC_InArgs to enable the application to
pass ROI-related information to the encoder.
║ Fields
Field
Data Type
Input/
Output
Description
listROI[IH264
ENC_MAX_ROI]
XDM_Rect
Input
The location of each ROI in terms of top left and
bottom right (x,y) co-ordinates.
The encoder supports a maximum of 36 ROIs in a
frame i.e., IH264ENC_MAX_ROI is 36.

Region of Interest Encoding
K-2
Field
Data Type
Input/
Output
Description
roiType[IH264
ENC_MAX_ROI]
XDAS_Int8
Input
Type of each ROI. The supported types are
FACE_OBJECT, BACKGROUND_OBJECT,
FOREGROUND_OBJECT,DEFAULT_OBJECT,
PRIVACY_MASK
numOfROI
XDAS_Int8
Input
Number of ROIs in the current frame.
roiPriority[I
H264ENC_MAX_R
OI]
XDAS_Int32
Input
Priority information of each ROI. Valid values
include all integers between -8 and 8, inclusive. A
higher value means that more importance will be
given to the ROI compared to other regions. In
other words, it determines the number of bits given
to ROI.
If the ROI type is PRIVACY_MASK then the mask
details are provided through this parameter.
If ROI is enabled in fixed Qp mode, This filed
holds the Qp of specified ROI.
Note:
If the ROI is detected as FACE_OBJECT, then a guard band is added
around it. For all other ROI types, no guard band is added.
If the roiType is set as PRIVACY_MASK then roiPriority will
specify the color of mask in 32 bits as mentioned below
Bits 0-7 : Cb value
Bits 8-15 : Cr value
Bits 16-31: Luma Value
Default value is “0” for GRAY color.
In case of Multiple masking regions in a frame, all masking regions will
use only the color of first masking region by ignoring other regions
colors given by user.
In case of ROI + Multiple Privacy Masking scenario, privacy masking
region will be given first follwed by other ROI regions.
In case of overlapping of ROIs with same type and different priority, the
priority used for the overlapped ROI will be the latest priority given by
the user.
For example, if ROI region 3 (i.e., region corresponding to
listROI[2], roiType[2] and roiPriority[2]) and ROI region 5 (i.e.,
region corresponding to listROI[4], roiType[4] and roiPriority[4])
overlap, the value specified through roiPriority[4] will be used to
encode the overlapping MBs.

L-1
Appendix L
Watermarking SEI Message
L.1 Brief Description
With the rapid development of Internet technology, media data are used more and more
widely. This makes media data not only easy to be transmitted, but also easy to be copied
and spread out. Thus, the legal issue arises that some media data should be protected from
unauthorized users or operations.
Watermarking is a mechanism to add identity to a bitstream to help decoder to identify the
media content. For video security applications, it has become a de-facto requirement to
prevent tampering with video.
HDVICP2 H.264 codecs support a watermarking scheme at no loss in performance.
The proposed watermarking mechanism in HDVICP2 H.264 codec is shown in the following
figure.
Figure L-1. WaterMarking Mechanism
H.264 Encoder
Encoder accepts a 32-bit key
Encoder encrypts the key using the properties of bit-stream which can be obtained on
decoder side as well
Encrypted Key = fn(input_key, bit-stream parameters)
Encoder inserts the encrypted key in the form of user data unregistered SEI message in the
encoded stream
H.264 Decoder
Decodes the encrypted key in the form of user data unregistered SEI message

WaterMarking SEI Message
L-2
Decrypts the key using the properties of bit-stream
Provides the decrypted 32-bit key
System
Feeds the key on encoder, gets the key from decoder and compares them to identify content
tampering
Note
If the system has TI provided H.264 decoder on HDVICP2, it has capability to decrypt
the key.
For the system which doesn’t use H.264 decoder from TI, the decoder needs to dump
out few properties of bit-stream to decrypt the key
L.2 Usage of watermarking feature
L.2.1 Enabling Watermark Support
An additional create time flag has been added to enable watermarking feature. The following parameter
has been added to IH264ENC_Params.
enableWatermark
Set to non-zero value to enable encrypting of
watermark input key.
Watermarking would be disabled if set to 0.
L.2.2 Passing the input key to the Encoder
The following parameter has been added to IH264ENC_InArgs.
inputKey
32-bit input key. If the fields of a frame are
encoded in separate process calls, the input
key fed along with the later process call would
be used.
The encrypted key is inserted as part of a user data unregistered SEI message in the next process
call before encoding the next frame. In case of interlaced field coding, the encrypted key is
computed and inserted at the end of the second field. Only one encrypted key is inserted
for a pair of fields.
For the last frame, the watermark SEI message would be inserted at the end of MB
data.
Note:
In case of interlaced, only the properties of the second field (in
decoding order) are considered.
The number of bytes encoded for FillerDataBytes_NALU are not
accounted in the Total Bytes Generated (TBG)
If the XDM_EncMode of the process call is
XDM_GENERATE_HEADER, then the inputKey fed in this particular

WaterMarking SEI Message
L-3
process call is ignored by the encoder.
L.3 Watermarking utilization with non-TI decoder
There are lot of applications, which might not use TI provided HDVICP2 based H.264
decoder and need to decrypt the key. This section helps to clarify the method of decryption
for such situations
L.3.1 Stream format for Encrypted Key
The encoder inserts the encrypted key in form of user data unregistered SEI message in the
encoded stream. The user data unregistered SEI message is identified as watermark
message by comparing the first 16 bytes of data with the hexadecimal pattern “e88345e0-
61ce-11e1-9ca8-0002a5d5c51b”. If the SEI data matches with the string, we take next 4
bytes of data as watermark encrypted key. Below figure shows the bit-stream content of SEI
message. In this figure the K3_K2_K1_K0 is the encrypted key being transmitted as part of
SEI message.
0x01 0x00 0x00 0x00
Bit Position
0xE8 0x14 0x05 0x06
0x61 0xE0 0x45 0x83
0x9C 0xE1 0x11 0xCE
0xA5 0x02 0x00 0xA8
K0 0x1B 0xC5 0xD5
K3 K2 K1
Base Address of User
Defined SEI
0x00
0x04
0x08
0x0C
0x10
0x14
0x18
0x1C
0
8
1624
31
By using this information, decoder should be able to decode the encrypted key as part of bit
stream. Now user has to decrypt the key.
L.3.2 Decyption of Encrypted Key
Using the properties of the bit stream like total bytes generated, number of slices, picture
type, etc., along with the encrypted key from the bit stream, one can retrieve the watermark
input key that was fed to the encoder.
For this, the following method is defined:

WaterMarking SEI Message
L-4
U32 RetrieveInputKey(
U32 encryptedKey,
U32 totalFrameBytes,
U32 diffIntraToNonIntraMBs,
U32 numSlices,
U32 *pSliceSizes,
U32 poc,
U32 numMBsInFrame,
U32 picType
);
Parameter Name
Data type
Input /
Output
Description
encryptedKey
XDAS_Int32
Input
The encrypted key parsed out from the
SEI message in the encoded stream
totalFrameBytes
XDAS_Int32
Input
Total bytes generated (till end of MB
data)
diffIntraToNonIntra
MBs
XDAS_Int32
Input
Absolute difference of number of intra
MBs and number of non-intra MBs
numSlices
XDAS_Int32
Input
Number of slices
pSliceSizes
XDAS_Int32
Input
Pointer to an array containing the
number of MBs in each slice
Poc
XDAS_Int32
Input
Picture Order Count
numMBsInFrame
XDAS_Int32
Input
Number of MBs in a frame
picType
XDAS_Int32
Input
Picture Type (values used correspond
to Table 7-6 in the H.264 standard
document)
Note
All the above statistics are accumulated over one frame in progressive cases and only of the
second field (decoding order) in interlaced cases.
Return Value
32-bit decrypted key is returned. The decrypted key is expected to match with the input key
fed to the encoder.
TI will supply implementation of RetrieveInputKey in a library form so user can use along with
his/her decoder.

M-1
Appendix M
N Frame Process Call Support
Encoder can support N frames processing in single process call. In this method user has to
provide all the necessary input parameter (like handle, InArgs, outArgs, InBufs, outBuf) for
each frame thorough newly defined XDM API for mullti frame process call. This method is
useful in reducing the thread overhead at Media Controller. This support can be utilized to
encode either N frames from single channel or one-one from N channels. Encoder is fully
unawared of the association between the frames.
M.1 Max value of numChannels (N):
Max value of number of frames that can be processed in single process call depends on max
input width among all the inputs.
Table 31 : Maximum number of channels supported for various resolutions
InputWidth
Max number of
channels (IPP
seq)
2048
1
1920
2
1280
24
720
24
640
24
352
24
176
24
M.2 Limitations when using N channel frame processing:
Followings are the limitation of N frame process call support
No B frames. IH264ENC_Params :: IVIDENC2_Params :: maxInterFrameInterval should be
one.
No DataSync / Low latency feature. IVIDENC2_Params :: outputDataMode/InputDataMOde
should be IVIDEO_ENTIREFRAME
No features such as ROI, FramePackSEI and StereoVideoSEI

N Frame Process Call Support
M-2
All channels should have same MV type (1mv or 4mv).
Minimum bit rate support will not be supported.
Insertion of End of stream and End of sequence will not be supported.
Encoding only Header in a process call is not supported i.e., XDM_EncMode sholud not be
XDM_GENERATE_HEADER.
In this method HDVICP acquire is done when first frame processing starts and release is
done after all the frame processing is finshed. All the acquire and release is done with the
last frame handle.
M.3 XDM interface for Multi Channel process call
#define IH264ENC_MAX_LENGTH_PROCESS_LIST (24)
typedef struct
{
IVIDENC2_Handle handle;
IVIDEO2_BufDesc *inBufs;
XDM2_BufDesc *outBufs;
IVIDENC2_InArgs *inArgs;
IVIDENC2_OutArgs *outArgs;
} IH264ENC_ProcessParams;
typedef struct
{
XDAS_Int32 numEntries;
XDAS_Int32 enableErrorCheck;
IH264ENC_ProcessParams
processParams[IH264ENC_MAX_LENGTH_PROCESS_LIST];
} IH264ENC_ProcessParamsList ;
typedef struct IH264ENC_Fxns
{
IVIDENC2_Fxns ividenc;
XDAS_Int32 (*processMulti)
(IH264ENC_ProcessParamsList *processList);

N Frame Process Call Support
M-3
} IH264ENC_Fxns;
New processMulti API has been be defined for this purpose. If for a channel, incorrect
parameter is passed then that particular channel will be skipped for encoding and reaming
channels will be encoded. And appropriate error bit will be set for skipped channel.
M.4 Steps to achieve N frame processing in single process call
Populate all the input parmeters like ( handle, inBufs, outBufs, inArgs, outArgs) for every
frame of input data.
Prepare the instance of the data type IH264ENC_ProcessParamsList.
Call the newly defined API processMulti with address of IH264ENC_ProcessParamsList as a
single argument.
After return from the multi process call, utilize the information updated by codec for each
frame in corresponding outArgs and outBufs.
Backward compatibility is maintiained after supporting N frame process call. Older API for
process call can be used for single frame processing in a process call.

N Frame Process Call Support
M-4
This page is intentionally left blank

N-1
Appendix N
Rate Control - High Fidelity Variable
Bitrate
This appendix provides an insight to the High Fidelity Variable Bitrate (HF-VBR) Rate Control
details of the encoder.
N.1 Description
The Rate Control algorithm (RC) in an encoder is required to
Ensure that the overall bits generated is meets the target bit-rate specified to the encoder.
Ensure that the overall perceptual video quality is maximized.
Conventional rate control algorithms are designed to achieve same average bitrate for all
durations of the video sequence High Fidelity Variable Bitrate (HF-VBR) Rate control
algorithm is a new rate control which adapts the instantaneous bit-rate to change at different
times based on the complexity of video at that point in time. HF-VBR reacts to the
instantaneous video complexity in the below way
Use higher-than-average bitrate in highly complex segment of video.
Use lower-than-average bitrate when in simple segment of video.
Figure N-1. Graph representing HF-VBR reaction to the video complexity.

RC-HFVBR
N-2
HF-VBR rate control allows the bitrate to change based on the complexity of the scene. The
rate control takes two inputs viz. 1. targetBitrate and 2. maxBitrate. For scene with normal
complexity, the RC operates at targetBitrate. When the scene complexity increases, the RC
increases the operating bitrate to a higher value. However it is not allowed to exceed
maxBitrate. In a longer duration, the overall bitrate achieved will be targetBitrate. HF-VBR
rate control is specially suited for video surveillance where one would intend to encode with
better quality when there is an increase in scene complexity
Note: HF-VBR: High Fidelity Variable Bitrate Rate control scheme is designed to achieve
targetBitrate in longer duration of time. Hence if one observes the overall bitrate (for long
duration), it will always be same as targetBitrate. It will go nearer to maxBitrate for short
duration in case the complexity increases.. The complexity estimate done by HF-VBR is
based on previous history. If you start and stop the video recording with high complex video
thoughout, HF-VBR will not treat it differently. This condition will be treated like normal VBR
and you will see the instantaneous bitrate does not go above the targetBitrate for the whole
duration. Hence in lab test, one has to be careful when inferring at results. They should let
video get recorded with static sequence for few seconds before changing to complex video
(like hand movement before camera etc).
N.2 Parameters & Configuration
The below mentioned parameters along with rcAlgo determine the behavior of rate control.
maxBitrate
This parameter limits the maximum bitrate which the rate control can achieve during the high
complexity duration of the video. The value of maxBitRate must be at least 1.5 times
targetBitRate. Only then HF-VBR: High Fidelity Variable Bitrate control is turned ON in the
encoder.
VBRDuration
This parameter is applicable to HF-VBR: High Fidelity Variable Bitrate. The time interval (in
seconds) during which encoder collects statistics related to the complexity of the video to
vary the instantaneous bitrate. Larger value of this parameter results in the rate control
algorithm reacting to complexity changes slowly. Allowed values are 1-3600 only
If VBRDuration is not set and only maxBitrate value is set to a value that is atlaest 1.5 times
the target bit rate then VBRDuration is taken by the encoder to be 8sec.
VBRsensitivity
This parameter is applicable to HF-VBR: High Fidelity Variable Bitrate. It controls the
sensitivity of the HF-VBR algorithm towards the complexity of video. It can take any value
from 0 to 8. A lower value signifies that maxBitrate will be used for very complex scene, in
case complexity increase is not high, HF-VBR will choose a bitrate between target bitrate and
maxBitrate. If set to higher value say 8, rate control tries to achieve maxBitrate even for small
complexity increase. Since complexity is a subjective measure, it is recommended to tune
this parameter based on user expectation.

RC-HFVBR
N-3
N.3 How to specify RC mode
rateControlPreset = IVIDEO_STORAGE (2)
or
rateControlPreset = IVIDEO_USER_DEFINED (5)
rcAlgo = IH264_RATECONTROL_PRC (0)
and
maxBitRate >= (1.5 x targetBitRate )

RC-HFVBR
N-4
This page is intentionally left blank

O-1
Appendix O
Gradual Decoder Refresh (GDR)- an
Error resilience Feature
This appendix provides a brief understanding of GDR and explains the usage details of GDR.
O.1 Description
GDR is a mechanism, which creates a bit-stream having spatially coded macroblocks (intra
macroblocks) in moving overlapped ( or non-overlapped) region of the picture. These intra
macrblocks should cover the entire picture region over few pictures.
O.1.1 There are two schemes in GDR
Vertical GDR
Horizontal GDR
Figure O-1. GDR Schemes.
Vertical GDR is implemented in HDVICP2 H.264 encoder.

GDR
O-2
Refreshed region is the portion which is error free in a given picture. In above figure,
refreshed region is outlined with red box. The number of pictures required to refresh the
decoder are mostly referred as GDR period. In above figure horizontal GDR has GDR Period
of 4 and Veritcal GDR has GDR Period of 3. Above figure shows, non overlapped GDR
scheme, but one can also have overlapped GRD scheme in which the intra region of Frame
N and Frame N+1 overlaps.
O.1.2 Constraints on Intra and Inter MBs in a GDR’d region
In Refreshed Region intra and inter MBs need to have below constraints
Intra MBs should only refer to spatial region which is part of refreshed region
Inter MBs should only refer the temporal region which is part of refreshed region in that
picture
O.2 Parameters and Configuration
O.2.1 Enabling GDR feature
Set intraCodingPreset as IH264_INTRACODING_USERDEFINED (1) and
Set intraRefreshMethod as IH264_INTRAREFRESH_GDR (4)
This method of intra refresh mechanism is not supported for 1)interlaced
sequences and 2) ‘B’ frame cases.
User can set GDR to be started at any picture during encoding session. To
start GDR, user need to set below parameter
IVIDENC2_InArgs::control = IH264ENC_CTRL_START_GDR
O.2.2 GDR control Parameters
Below are the contorl parameter to allow user to set GDR period and the control for
overlapped portion
intraRefreshRate
This parameter is treated/interpreted as the number of rows to be
intra refreshed per frame.
Supported values are [0, NonZero]
gdrOverlapRows
This parameter is the number of rows overlap between successive
GDR frames and value should be less than intraRefreshRate.
Supported values are [0, NonZero].
Based on network condition/feedback Encoder would be commanded through interface to
start GDR at any frame

