Hackathon Guide
User Manual:
Open the PDF directly: View PDF
.
Page Count: 66

1. Pre-requisites
This lab assumes you have the Google Chrome browser installed and available for
debugging. If you do not have Chrome installed, go to
https://www.google.com/chrome/browser/
Download and run the latest Git for Windows installer, which includes the Git
Credential Manager for Windows. Make sure to leave the Git Credential Manager
installation option enabled when prompted.
Note: When you connect to a VSTS Git repository from your Git client for the first
time, the credential manager prompts for your Microsoft Account or Azure Active
Directory credentials. If your account has multi-factor authentication enabled, you
are prompted to go through that experience as well.

3. Enter Project Name, Description, Version control, and Work item process and click Create.
4. Select “or initialize with a readme or gitignore”.
5. Add a .gitignore file by selecting “Node”,
6. Click Initialize.

Note: Readme file is used to give a brief introduction of the project and gitignore file is used
to ignore tracking of files such as temp files and build results.

3. Open Visual Studio Code
1. Install Extensions by Selecting View Extensions and typing “javascript”
Recommended extensions to install:
Angular 5 and TypeScript/HTML VS Code Snippets
Angular 5 Snippets - TypeScript, Html, Angular Material, ngRx, RxJS & Flex Layout
ESLint
JavaScript (ES6) code snippets
npm IntelliSense
Debugger for Chrome
Visual Studio Team Services
Docker
Docker Explorer
Nginx.Conf
Nginx.Conf Hint
Apache conf
Apache Conf Snippets

2. Launch Git Bash or use Windows Command line to execute the following commands to
create our repository directory:

3. Open your VSTS project in your browser
4. Click on Clone in the upper right-hand corner
5. Generate Git Credentials:

6. Then enter a new password and click Save Git Credentials:

7. Copy the git repository url as follows:
8. Clone the repository from the bash shell you opened earlier as follows:
Git clone <git Repository you copied in previous step>

9. Enter your credentials you setup in previous steps
10. After successful login you should see:

3. Extract the contents of the “angular-simple-shopping-cart-master” folder within the zip
file to c:\shoppingcartdemo\demo
Note: answer “replace” when duplicate files found.
4. Now we are going to add untracked files and commit our changes to our local
repository, but before we can do that we have to tell Git who we are by issuing the two
following commands:
git config --global user.email "you@outlook.com"
git config --global user.name "Your Name"

5. Add untracked files as follows:
cd \Demo
git add -A
6. Commit Changes:
git commit -a -m “Initial Revision”

7. Push repository to VSTS into Master branch by executing the following command (no
Screenshot):
Git push –repo <VSTS Git Repository url from previous steps>
i.e. git push –repo https://mtctor.visualstudio.com/_git/Demo
8. And Voila! You can now see your repository pushed up into VSTS:

5. Setup VSTS integration using the new auth experience
1. Open VSCode and Select File->Open folder: “C:\shoppingcartdemo\Demo”
2. Watch this step by step video on how to setup the new Authentication experience.
https://youtu.be/HnDNdm1WCIo?t=2m55s
6. Let’s Build something…
1. Once you have Cached your credentials using the new authentication experience,
ensure all dependencies are current by running “npm install” in the VS Code terminal
window
2. Run a local instance of the app to see how it runs by running “npm start” in the vscode
terminal:

3. Your app is compiled and running under a node web server, but we need to add a
launch file so we can launch a debugger window using Chrome. We do so by creating
a new configuration file by selecting the “DebugAdd Configuration” menu item and
selecting “Chrome” from the drop down.
4. We need to ensure the new launch.json file is pointing to the correct url. Node will
automatically assign a random port on your computer to host your angular application
on and you can get this url from the previous step where you ran “NPM Start”:

Note: With the above url , you are going to update the launch.json file and specifically
update the “url” property of the Chrome configuration as such:
5. Now click on DebugStart debugging
6. Try some breakpoints and debugging techniques…
7. Check in your additional file “Launch.json” using the VSCODE IDE now:
Add Files to local repository (Stage)

8. Commit Changes to local Repository
9. Push Changes from local repository to VSTS
10. Build Complete…

7. Setting Up Work Item Check-in and Build Configuration
1. Go to VSTS dashboard and create a task. We will associate this task with check-in.

2. Assign a task to a resource (Yourself in this case), enter description, set priority, and specify
effort. Click Save and Close.
When user saves, unique task number is assigned to each task.
Go back to VSCODE, make changes to the launch.json file and associate the work item
while committing the code.
3. Make the code change by appending “on port 4200” as shown below:

4. Add Change (Stage)
5. Commit Change by Associating work item:

6. Select Work Item task:
7. Commit Change with a message ”Added port ”
8. Push Change to VSTS.
9. When we go to task board in VSTS, we can see development history associated with this item.
Check out here:

8. Deploy to Azure App Services
We will need to add a web.config file to instruct our underlying web server on Azure to rewrite all
incoming request to serve our index.html file.
1. Create a new file named web.config in src\app\ by right-clicking on src\app folder and selecting
‘New File’

2. Add the following contents to the web.config:
<configuration>
<system.webServer>
<staticContent>
<mimeMap fileExtension=".json" mimeType="application/json" />
</staticContent>
<rewrite>
<rules>
<clear />
<!-- ignore static files -->
<rule name="AngularJS Conditions" stopProcessing="true">
<match url="(assets/.*|.js|.css)" />
<conditions logicalGrouping="MatchAll" trackAllCaptures="false" />
<action type="None" />
</rule>
<!-- check if its root url and navigate to default page -->
<rule name="Index Request" enabled="true" stopProcessing="true">
<match url="^$" />
<action type="Redirect" url="/home" logRewrittenUrl="true" />
</rule>
<!--remaining all other url's point to index.html file -->
<rule name="AngularJS Wildcard" enabled="true">
<match url="(.*)" />
<conditions logicalGrouping="MatchAll" trackAllCaptures="false" />
<action type="Rewrite" url="index.html" />
</rule>
</rules>
</rewrite>
</system.webServer>
</configuration>

3. Modify the /gulpfile.js as follows to remove the code that modifies the index.html
<base href="/"> element.
Note: The original developer added this code, but it is no longer needed as you can
leverage angular CLI to modify this directly. Also, we have added a copy process to
deploy the web.config to the distribution folder:
var gulp = require('gulp');
var replace = require('gulp-replace');
var htmlmin = require('gulp-htmlmin');
gulp.task('js:minify', function () {
gulp.src(["./dist/main.*.js", "./dist/polyfills.*.js",
"./dist/inline.*.js"])
.pipe(replace(/\/\*([\s\S]*?)\*\/[\s\S]?/g, ""))
.pipe(gulp.dest("./dist"));
});
gulp.task('web:config', function () {
gulp.src(["./src/app/web.config"])
.pipe(gulp.dest("./dist"));
});
gulp.task("html:minify", function () {
return gulp.src('dist/*.html')
.pipe(htmlmin({ collapseWhitespace: true }))
.pipe(gulp.dest('./dist'));
});
gulp.task("default", ["js:minify", "html:minify", "web:config"]);

2. Fill in the web app details as such:
3. Then Click "Create".

2. Now select the relevant Team Services account, click Link button at the top, and then the Link
button in the other blade:
And you're done! You will now be able to set up continuous deploying to your git repos hosted in
VSTS.

11. Setting Up CI Pipeline With VSTS
In the next steps we will set up our VSTS CI/CD pipeline to push the Angular application to the
newly created Azure Web App. Start by creating a new build definition under VSTS:
1. Build and Release -> Builds -> New
2. Add an npm task to install the npm packages required by the Angular application
3. Add another npm task to build the application and create the dist folder:

4. Add a publish artifact task that generates the dist artifact which will be provided later on as an
input to our release definition:

12. Setting Up CD Pipeline With VSTS
The last step is to add a CD pipeline which will deploy the artifacts created by the build to
the Azure Web App. In this demo I am keeping the release pipeline simple by deploying
the artifacts directly to production. In a real life application you will probably create
multiple environments before releasing to production (Development, QA, Staging, etc.):

The production environment includes a single task that deploys the Angular application to an
Azure Web App:
That's it!
You now have a fully functional CI/CD pipeline that will deploy your Angular application to an
Azure Web App (Windows based) the next time you check in your code.
Up Next: Retrieve Products from a Cosmos DB Backend

13. Cosmos DB - Replacing Static Products Back End
1. Create Cosmos DB Account, Database, and Collection
a. In the Azure Portal click on “New Resource” then type Cosmos DB in the search bar.
Press “Enter”. Click the search result titled “Cosmos DB”. Click “Create” on the next
page.
b. For ID, choose an ID for the Cosmos DB account. Choose “SQL” as the account type.
Resource group and Location depend on existing deployment configuration. Choose
whatever settings make sense. Click create.
c. Click the “Add Collection” button. Choose a database title and specify “Products” as
the collection name. Choose “Fixed” for storage capacity. Choose “/id” as the
partition key. Set the throughput to 1000 (the minimum) RU. Click OK.
2. Import Data
a. Download and locally extract the contents of:
https://cosmosdbportalstorage.blob.core.windows.net/datamigrationtool/2018.02.
28-1.8.1/dt-1.8.1.zip
b. Download and store locally:
https://github.com/Microsoft/MTC_EnterpriseSPADev/blob/master/src/assets/pr
oducts.json
c. Run the dtui executable in the extracted archive.
d. Click next in the tool
e. Click add files, then select the file above step “products.json”. Click next.
f. In the Azure Portal, select your cosmos DB. It can be found in the resource group in
which it was created. Click on it. Then click “Keys” under settings.

g. Copy and paste the “Primary Connection String” value into Notepad. Add a “;” to the
end if one isn’t present. Add “Database=<DB NAME YOU Chose>” to the connection
string in Notepad. Copy the whole string.
h. Paste the complete connection string into the connection string field in dtui.
i. Put Products into the collection field in dtui. The partition key and id field should
both be “/id”. Click next.
j. Click next until the import completes.
k. In the Azure Portal, click on your cosmos db (per 13.2.6), then “Data Explorer”, then
select your collection, then click “Documents”. You should see 5 documents with
GUID id’s.
3. Create Azure Function App
a. Follow the instructions in the section titled “Build a function in Visual Studio 2017”
from
https://docs.microsoft.com/en-us/azure/cosmos-db/tutorial-functions-http-
trigger#publish-the-azure-function
Deviations from the preceding guide are as follows:
- Use “CosmosFunctions” as the project name in step 1.
- For step 2b, use “Microsoft.Azure.DocumentDB” instead of the default of
“Microsoft.Azure.Graphs”.
- For step 3, use “ProductFunction” as the function title.

b. Replace the code in “ProductFunction.cs” with the code below. Change <<YOUR
URI>> to the URI of your Cosmos DB from the Cosmos DB account overview page.
Change <<YOUR KEY>> to the primary key from the Keys tab.
c. NOTE: In a production setting, be sure to externalize these values.
4. Test the Function
a. Click F5 in Visual Studio 2017. If prompted, click yes when asked to install the
Azure Functions Tools. This will take a minute or so.
b. A command prompt will launch and run the functions runtime. Copy and paste the
URL at the bottom of the output into a browser to test the function. You can also use
a tool like Postman.
using System.Linq;
using System.Net;
using System.Net.Http;
using System.Threading.Tasks;
using Microsoft.Azure.WebJobs;
using Microsoft.Azure.WebJobs.Extensions.Http;
using Microsoft.Azure.WebJobs.Host;
using Microsoft.Azure.Documents.Client;
using System;
using System.Collections.Generic;
using Newtonsoft.Json;
using System.Text;
namespace CosmosFunction
{
public static class ProductFunction
{
[FunctionName("ProductFunction")]
public static async Task<HttpResponseMessage> Run([HttpTrigger(AuthorizationLevel.Anonymous,
"get", "post", Route = null)
]HttpRequestMessage req, TraceWriter log)
{
log.Info("C# HTTP trigger function processed a request.");
DocumentClient client = new DocumentClient(new Uri("<<YOUR URI>>"), "<<YOUR DOC DB Auth Key>>");
IQueryable query = client.CreateDocumentQuery(UriFactory.CreateDocumentCollectionUri("<<YOUR DB NAME>>",
"Products"),
"select * from c");
List<object> output = new List<object>();
foreach (var v in query)
{
output.Add(v);
Console.WriteLine(v);
}
return new HttpResponseMessage(HttpStatusCode.OK)
{
Content = new StringContent(JsonConvert.SerializeObject(output), Encoding.UTF8, "application/json")
};
}
}
}

5. Deploy Azure Function App
a. Right click on the CosmosFunctions project and click publish.
b. When prompted to pick a publish target, Select Azure Function App, and the Create
New radio button.
c. Choose a meaningful function app name.
d. Select your subscription.
e. Select your resource group.
f. Click new beside app service plan. Create a new plan in the same region as Cosmos
DB.
g. Click create at the bottom of the dialog.
6. Integrate Azure Function into SPA
a. Navigate to the Azure Functions deployment in the Azure Portal.
b. Click on the Platform Features tab, then select CORS.
c. Add “http://localhost:4200” to the list. Ignore any formatting errors and hit “Save”.
d. Open Visual Studio Code and open the “.\src\app\services\products.services.ts” file.
The contents of the file should look like this:

e. Modify HTTP Get call on line 22 so that we are no longer grabbing the products from
the filesystem, but instead, getting the products from our Cosmos DB Enabled Azure
function that we created above. We will simply need to grab the “Products” URI from
the azure function overview section within the azure portal (portal.azure.com).
f. Modify As such:
g. Done! Rebuild and Test out your Angular App again and see your products being
pulled from Cosmos DB.
Up Next: Deploy your SPA to a Linux Docker Image & Deploy to Azure Web App (Linux based) using
CI/CD

14. Deploy your SPA to a Linux Docker Image
1. Add Docker Files to workspace like so:
When Prompted Select: node.js and then set the Port to 4200. This is just to create the base
implementation of the Docker image files, but we will replace the contents with our own
commands for our SPA to work in a simple Apache Web Server image provided by the image
library on the Docker public registry.
2. Once the DockerFile is added to your Angular application its time to add the necessary
commands to assemble a docker image which will be used to create docker containers
that will run on both the development machine as well as on the production server. We
will assume that Apache 2.4 will be used as the web server.
3. Modify the contents of the DockerFile so that it builds an image based on the httpd:2.4
Docker Public image and copies the dist folder that is generated by the angular build
process into the specified directory inside the image. Overwrite the DockerFile with the
code below:
FROM httpd:2.4
COPY dist /usr/local/apache2/htdocs/

1. Add a new file under /app named “.htaccess”. This file is required to instruct Apache
how to route your angular application.

2. Add the entire contents below into the “.htaccess” file:
RewriteEngine On
# If an existing asset or directory is requested go to it as it is
RewriteCond %{DOCUMENT_ROOT}%{REQUEST_URI} -f [OR]
RewriteCond %{DOCUMENT_ROOT}%{REQUEST_URI} -d
RewriteRule ^ - [L]
# If the requested pattern is file and file doesn't exist, send 404
RewriteCond %{REQUEST_URI} ^(\/[a-z_\-\s0-9\.]+)+\.[a-zA-Z]{2,4}$
RewriteRule ^ - [L,R=404]
# otherwise use history router
RewriteRule ^ /index.html

3. Modify the /gulpfile.js once again as follows to include the .htaccess file.
var gulp = require('gulp');
var replace = require('gulp-replace');
var htmlmin = require('gulp-htmlmin');
gulp.task('js:minify', function () {
gulp.src(["./dist/main.*.js", "./dist/polyfills.*.js",
"./dist/inline.*.js"])
.pipe(replace(/\/\*([\s\S]*?)\*\/[\s\S]?/g, ""))
.pipe(gulp.dest("./dist"));
});
gulp.task('web:config', function () {
gulp.src(["./src/app/web.config"])
.pipe(gulp.dest("./dist"));
});
gulp.task('apache:htaccess', function () {
gulp.src(["./src/app/.htaccess"])
.pipe(gulp.dest("./dist"));
});
gulp.task("html:minify", function () {
return gulp.src('dist/*.html')
.pipe(htmlmin({ collapseWhitespace: true }))
.pipe(gulp.dest('./dist'));
});
gulp.task("default", ["js:minify", "html:minify", "web:config",
"apache:htaccess"]);

4. In the terminal Run: “npm install”
5. In the terminal Run: “npm run build”

6. In the terminal Run: “docker build --platform=linux --no-cache -t angular-simple-shopping-
cart .”
7. In the Terminal Run: “docker images”. You will see two images. The HTTPD which is your
base image that was downloaded from the Docker registry and the angular-simple-
shopping-cart image you just built.
8. In the Terminal Run: “docker run -d -p 8003:80 angular-simple-shopping-cart”. Where
8003 is the port that will be used outside of the container and 80 is the port being
exposed inside the container.

9. Open a web browser and navigate to: “localhost:8003”. If successful, you should see our
Angular SPA running locally as such:
10. In terminal Run: “docker container ls”. This will show you the container for which your
image is running, and the details of that particular instance. Sample output would look
like the following:

11. In Terminal Run: “docker stop b24c7c2ec93c” Where b24c7c2ec93c is the container ID
from the previous step. This will be unique to each container. The following command will
stop the container running your image. Sample output would like the following:
12. Dockerizing your Angular application is now complete!
Deploy your Docker image to Azure PAAS Services
using CI/CD
1. We are now going to deploy our Angular SPA to an App Service (Linux Based). We will use
Docker to create a Linux image with Apache running. The steps are as follows:
a. Create an Azure Container Registry for our Docker Images.
Note: We could have easily used any other registry, but we will use Azure’s
Container Registry as setting up a CI /CD pipeline is straightforward for the
purposes of this hackathon.
b. Configure VSTS Build and deployment tasks to Build and Update the Azure
Container Registry with the newly built image, mentioned in the previous section,
and then deploy the image from the Registry to the Azure App Service(Linux)
Deployment slot using the CI / CD integration features within VSTS.
c. Create a “Azure App Service(Linux)” instance.

2. First off, let’s create the Azure Container Registry by creating a resource in the Azure
portal (portal.azure.com):
Note: The registry name is also the username to be used for authenticating against the
registry for access:
3. Provide the following settings for the Azure Container Registry as such:

4. Configure a new Build and Deployment Definition for CI / CD. Use your Demo VSTS
instance you have created earlier within this document:
5. Select the Container template:

6. Modify the “Build an image” step as such:

7. Modify the “Push an image” step as such:

8. Add Node Package manager “Install” & “Build” steps to build the Angular Application:
Adding the install step…
Adding the Build Step…
We will modify this npm step so that it will build the application instead of running
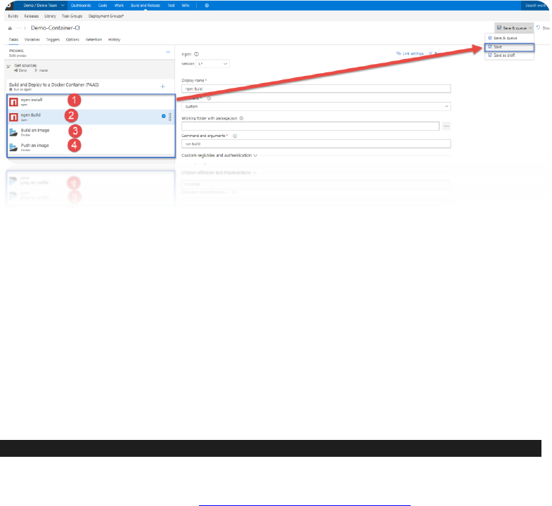
“install” again. We will do so by modifying the following settings:

9. Next, we will move our NPM tasks to the top and save the definition so that the final
ordering looks like the following:
10. Finally, we need to specify that the build will happen on hosted VM managed by
Microsoft, but we must make sure it is a Linux VM, not a Windows VM which is the
default. The reasoning for this, is we need to ensure Docker can Build the image we
specified within the “DockerFile”. We are targeting Apache server HTTPD which is a more
robust web server than “nginx” and native to all Linux distributions. We pull this base
image from the Docker registry as stated within the Docker File within our source code
repository.
The line associated with defining the base image within the “DockerFile” is as follows:
FROM httpd:2.4
Read more on this image here: https://hub.docker.com/_/httpd/

11. So, with that, let’s switch to a Linux hosted build server as such:

12. Queue a new build as such:

13. At this point the CI/CD pipeline will create a new docker image every time the code is
checked in. Notice that I am using the build number as part of the image name to
differentiate the different images that are resulting from different builds. The image
below shows the ACR repository.

14. Now that the image is stored inside the ACR we will need to set up continuous
deployment of our Docker-enabled app to an Azure web app(Linux). Start by creating an
Azure web app to host the container. This can be achieved in Azure by creating a "Web
App" (Linux Based) as shown below. Notice that I am pointing my web app to the ACR
repository that I created in the previous step. At this point you may be thinking that I am
hard coding my app to utilize an image with a specific tag number. Don't worry about it as
I will override that when I push the docker container from within VSTS.

15. Next, we create a release definition on VSTS that will deploy to the Web App we had
created above. Follow these steps to create a release definition:
In the Build & Release hub, open the build summary for your build.
16. In the build summary page, choose the Release icon to start a new release definition.

17. Select the Azure App Service Deployment task and choose Apply.
18. Select Tasks then Environment 1

19. Configure the properties as follows:
20. Set the “Run on Agent” so that the “Agent Queue” is set to “Hosted Linux Preview” as such:

21. Next, Open a windows CMD prompt in Administrator mode and execute the below
commands:
22. “az login”. And follow the login process which will give you a device code that needs to be
copied and pasted into the browser as such:

23. “az account set --subscription <YOUR SUBSCRIPTION NAME>”.
24. “az webapp deployment container config -n webapp4containers -g webapp4containers -e
true”.
Note: the above command will open the Web App to allow for a custom container image
from a public or private Container Registry. In our case, we are using Azure Container
Registry.

25. Now validate that you can see the Azure Container Registry option within the Docker
Container settings area of our Web App. Note: if the page does not look like this, press
CTRLF5 in the browser window and you should see the updated version as such:

26. Next Configure the Azure web app so that it is configured to your Azure Container
Registry like so:
Note: This step is needed as there is a discrepancy in the VSTS Release “Publish to Azure
Web App” action that does not configure this automatically for you during a release.
27. That’s it! You have Create a full CI /CD using Docker Containers within a PAAS service in
Azure known as Azure Web Apps! You can initiate a build in VSTS and the build will trigger
a release upon successful build.
BONUS:
Find the setting to enable automatic build upon code check-in/Push.
Happy coding 😊.





