Informatica 10.2 Developer Mapping Guide (English) IN 102 En
User Manual:
Open the PDF directly: View PDF  .
.
Page Count: 276 [warning: Documents this large are best viewed by clicking the View PDF Link!]
- Table of Contents
- Preface
- Chapter 1: Introduction to Mappings
- Chapter 2: Mapplets
- Chapter 3: Mapping Parameters- Mapping Parameters Overview
- System Parameters
- User-Defined Parameters
- Where to Create User-Defined Parameters
- Where to Assign Parameters
- Parameters in Mappings
- Parameters in Mapplets
- Parameters in Logical Data Objects
- Parameters in Virtual Table Mappings
- Parameter Sets
- Parameter Files
- How to Configure Parameters
 
- Chapter 4: Mapping Outputs
- Chapter 5: Generate a Mapping from an SQL Query
- Chapter 6: Dynamic Mappings
- Chapter 7: How to Develop and Run a Dynamic Mapping- Developing and Running Dynamic Mappings
- Configuring a Dynamic Source
- Creating a Dynamic Port
- Configuring Dynamic Ports Using Input Rules- Step 1. Open the Input Rules Dialog box
- Step 2. Define Input Rules
- Step 2a. Choose the Operator and Selection Criteria
- Step 2b. Configure the Name Selection Criteria Details
- Step 2c. Configure the Type Selection Criteria Details
- Step 2d. Configure the Pattern Selection Criteria Details
- Step 3. Rename the Generated Ports
- Step 4. Reorder the Generated Ports
- Step 5. Verify the Dynamic Port Configuration
 
- Creating a Port Selector
- Creating a Dynamic Expression
- Configuring a Dynamic Target
- Creating and Configuring a Run-time Link
- Validating and Running a Dynamic Mapping
 
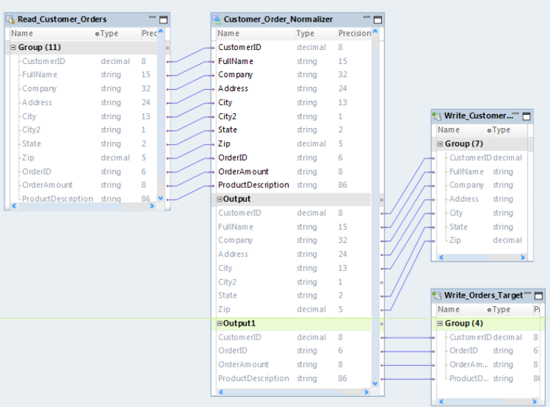
- Chapter 8: Dynamic Mapping Use Cases- Use Case: Dynamic Mapping for Metadata Changes in Relational Sources- Source Tables
- Target Table
- Dynamic Mapping
- Step 1. Configure the Read Transformations
- Step 2. Configure the Joiner Transformation
- Step 3. Configure the Aggregator Transformation
- Step 4. Configure the Write Transformation
- Step 5. Create and Configure a Run-time Link
- Step 6. Validate and Run the Mapping
- Step 7. Run the Mapping after Changes to the Source Schema
 
- Use Case: Reuse Dynamic Mapping for Different Sources and Targets- Source Files
- Target Files
- Dynamic Mapping
- Step 1. Configure the Read_Customer_FF Read Transformation
- Step 2. Configure the Exp_TRIM Expression Transformation
- Step 3. Configure the Exp_Output Expression Transformation
- Step 4. Configure the Write_customerTrim_FF Write Transformation
- Step 5. Validate and Save the Mapping
- Step 6. Run the Dynamic Mapping Against Different Sources and Targets
 
 
- Use Case: Dynamic Mapping for Metadata Changes in Relational Sources
- Chapter 9: Mapping Administration
- Chapter 10: Export to PowerCenter
- Chapter 11: Import From PowerCenter
- Chapter 12: Performance Tuning
- Chapter 13: Pushdown Optimization
- Chapter 14: Partitioned Mappings- Partitioned Mappings Overview
- One Thread for Each Pipeline Stage
- Multiple Threads for Each Pipeline Stage
- Partitioned Flat File Sources
- Partitioned Relational Sources
- Partitioned Flat File Targets
- Partitioned Relational Targets
- Partitioned Transformations
- Maintain Order in a Partitioned Mapping
- Override the Maximum Parallelism for a Mapping
- Troubleshooting Partitioned Mappings
 
- Chapter 15: Developer Tool Naming Conventions
- Index

Informatica®
10.2
Developer Mapping Guide 
Informatica Developer Mapping Guide
10.2
September 2017
© Copyright Informatica LLC 2014, 2017
This software and documentation are provided only under a separate license agreement containing restrictions on use and disclosure. No part of this document may be 
reproduced or transmitted in any form, by any means (electronic, photocopying, recording or otherwise) without prior consent of Informatica LLC.
Informatica, the Informatica logo, PowerCenter, and PowerExchange are trademarks or registered trademarks of Informatica LLC in the United States and many 
jurisdictions throughout the world. A current list of Informatica trademarks is available on the web at https://www.informatica.com/trademarks.html. Other company 
and product names may be trade names or trademarks of their respective owners.
Portions of this software and/or documentation are subject to copyright held by third parties, including without limitation: Copyright DataDirect Technologies. All rights 
reserved. Copyright © Sun Microsystems. All rights reserved. Copyright © RSA Security Inc. All Rights Reserved. Copyright © Ordinal Technology Corp. All rights 
reserved. Copyright © Aandacht c.v. All rights reserved. Copyright Genivia, Inc. All rights reserved. Copyright Isomorphic Software. All rights reserved. Copyright © Meta 
Integration Technology, Inc. All rights reserved. Copyright © Intalio. All rights reserved. Copyright © Oracle. All rights reserved. Copyright © Adobe Systems Incorporated. 
All rights reserved. Copyright © DataArt, Inc. All rights reserved. Copyright © ComponentSource. All rights reserved. Copyright © Microsoft Corporation. All rights 
reserved. Copyright © Rogue Wave Software, Inc. All rights reserved. Copyright © Teradata Corporation. All rights reserved. Copyright © Yahoo! Inc. All rights reserved. 
Copyright © Glyph & Cog, LLC. All rights reserved. Copyright © Thinkmap, Inc. All rights reserved. Copyright © Clearpace Software Limited. All rights reserved. Copyright 
© Information Builders, Inc. All rights reserved. Copyright © OSS Nokalva, Inc. All rights reserved. Copyright Edifecs, Inc. All rights reserved. Copyright Cleo 
Communications, Inc. All rights reserved. Copyright © International Organization for Standardization 1986. All rights reserved. Copyright © ej-technologies GmbH. All 
rights reserved. Copyright © Jaspersoft Corporation. All rights reserved. Copyright © International Business Machines Corporation. All rights reserved. Copyright © 
yWorks GmbH. All rights reserved. Copyright © Lucent Technologies. All rights reserved. Copyright © University of Toronto. All rights reserved. Copyright © Daniel 
Veillard. All rights reserved. Copyright © Unicode, Inc. Copyright IBM Corp. All rights reserved. Copyright © MicroQuill Software Publishing, Inc. All rights reserved. 
Copyright © PassMark Software Pty Ltd. All rights reserved. Copyright © LogiXML, Inc. All rights reserved. Copyright © 2003-2010 Lorenzi Davide, All rights reserved. 
Copyright © Red Hat, Inc. All rights reserved. Copyright © The Board of Trustees of the Leland Stanford Junior University. All rights reserved. Copyright © EMC 
Corporation. All rights reserved. Copyright © Flexera Software. All rights reserved. Copyright © Jinfonet Software. All rights reserved. Copyright © Apple Inc. All rights 
reserved. Copyright © Telerik Inc. All rights reserved. Copyright © BEA Systems. All rights reserved. Copyright © PDFlib GmbH. All rights reserved. Copyright © 
Orientation in Objects GmbH. All rights reserved. Copyright © Tanuki Software, Ltd. All rights reserved. Copyright © Ricebridge. All rights reserved. Copyright © Sencha, 
Inc. All rights reserved. Copyright © Scalable Systems, Inc. All rights reserved. Copyright © jQWidgets. All rights reserved. Copyright © Tableau Software, Inc. All rights 
reserved. Copyright© MaxMind, Inc. All Rights Reserved. Copyright © TMate Software s.r.o. All rights reserved. Copyright © MapR Technologies Inc. All rights reserved. 
Copyright © Amazon Corporate LLC. All rights reserved. Copyright © Highsoft. All rights reserved. Copyright © Python Software Foundation. All rights reserved. 
Copyright © BeOpen.com. All rights reserved. Copyright © CNRI. All rights reserved. 
This product includes software developed by the Apache Software Foundation (http://www.apache.org/), and/or other software which is licensed under various 
versions of the Apache License (the "License"). You may obtain a copy of these Licenses at http://www.apache.org/licenses/. Unless required by applicable law or 
agreed to in writing, software distributed under these Licenses is distributed on an "AS IS" BASIS, WITHOUT WARRANTIES OR CONDITIONS OF ANY KIND, either express 
or implied. See the Licenses for the  language governing permissions and limitations under the Licenses.
This product includes software which was developed by Mozilla (http://www.mozilla.org/), software copyright The JBoss Group, LLC, all rights reserved; software 
copyright © 1999-2006 by Bruno Lowagie and Paulo Soares and other software which is licensed under various versions of the GNU Lesser General Public License 
Agreement, which may be found at http:// www.gnu.org/licenses/lgpl.html. The materials are provided free of charge by Informatica, "as-is", without warranty of any 
kind, either express or implied, including but not limited to the implied warranties of merchantability and  for a particular purpose.
The product includes ACE(TM) and TAO(TM) software copyrighted by Douglas C. Schmidt and his research group at Washington University, University of California, 
Irvine, and Vanderbilt University, Copyright (©) 1993-2006, all rights reserved.
This product includes software developed by the OpenSSL Project for use in the OpenSSL Toolkit (copyright The OpenSSL Project. All Rights Reserved) and 
redistribution of this software is subject to terms available at http://www.openssl.org and http://www.openssl.org/source/license.html.
This product includes Curl software which is Copyright 1996-2013, Daniel Stenberg, <daniel@haxx.se>. All Rights Reserved. Permissions and limitations regarding this 
software are subject to terms available at http://curl.haxx.se/docs/copyright.html. Permission to use, copy, modify, and distribute this software for any purpose with or 
without fee is hereby granted, provided that the above copyright notice and this permission notice appear in all copies.
The product includes software copyright 2001-2005 (©) MetaStuff, Ltd. All Rights Reserved. Permissions and limitations regarding this software are subject to terms 
available at http://www.dom4j.org/ license.html.
The product includes software copyright © 2004-2007, The Dojo Foundation. All Rights Reserved. Permissions and limitations regarding this software are subject to 
terms available at http://dojotoolkit.org/license.
This product includes ICU software which is copyright International Business Machines Corporation and others. All rights reserved. Permissions and limitations 
regarding this software are subject to terms available at http://source.icu-project.org/repos/icu/icu/trunk/license.html.
This product includes software copyright © 1996-2006 Per Bothner. All rights reserved. Your right to use such materials is set forth in the license which may be found at 
http:// www.gnu.org/software/ kawa/Software-License.html.
This product includes OSSP UUID software which is Copyright © 2002 Ralf S. Engelschall, Copyright © 2002 The OSSP Project Copyright © 2002 Cable & Wireless 
Deutschland. Permissions and limitations regarding this software are subject to terms available at http://www.opensource.org/licenses/mit-license.php.
This product includes software developed by Boost (http://www.boost.org/) or under the Boost software license. Permissions and limitations regarding this software 
are subject to terms available at http:/ /www.boost.org/LICENSE_1_0.txt.
This product includes software copyright © 1997-2007 University of Cambridge. Permissions and limitations regarding this software are subject to terms available at 
http:// www.pcre.org/license.txt.
This product includes software copyright © 2007 The Eclipse Foundation. All Rights Reserved. Permissions and limitations regarding this software are subject to terms 
available at http:// www.eclipse.org/org/documents/epl-v10.php and at http://www.eclipse.org/org/documents/edl-v10.php.
This product includes software licensed under the terms at http://www.tcl.tk/software/tcltk/license.html, http://www.bosrup.com/web/overlib/?License, http://
www.stlport.org/doc/ license.html, http://asm.ow2.org/license.html, http://www.cryptix.org/LICENSE.TXT, http://hsqldb.org/web/hsqlLicense.html, http://
httpunit.sourceforge.net/doc/ license.html, http://jung.sourceforge.net/license.txt , http://www.gzip.org/zlib/zlib_license.html, http://www.openldap.org/software/
release/license.html, http://www.libssh2.org, http://slf4j.org/license.html, http://www.sente.ch/software/OpenSourceLicense.html, http://fusesource.com/downloads/
license-agreements/fuse-message-broker-v-5-3- license-agreement; http://antlr.org/license.html; http://aopalliance.sourceforge.net/; http://www.bouncycastle.org/
licence.html; http://www.jgraph.com/jgraphdownload.html; http://www.jcraft.com/jsch/LICENSE.txt; http://jotm.objectweb.org/bsd_license.html; . http://www.w3.org/
Consortium/Legal/2002/copyright-software-20021231; http://www.slf4j.org/license.html; http://nanoxml.sourceforge.net/orig/copyright.html; http://www.json.org/
license.html; http://forge.ow2.org/projects/javaservice/, http://www.postgresql.org/about/licence.html, http://www.sqlite.org/copyright.html, http://www.tcl.tk/
software/tcltk/license.html, http://www.jaxen.org/faq.html, http://www.jdom.org/docs/faq.html, http://www.slf4j.org/license.html; http://www.iodbc.org/dataspace/
iodbc/wiki/iODBC/License; http://www.keplerproject.org/md5/license.html; http://www.toedter.com/en/jcalendar/license.html; http://www.edankert.com/bounce/
index.html; http://www.net-snmp.org/about/license.html; http://www.openmdx.org/#FAQ; http://www.php.net/license/3_01.txt; http://srp.stanford.edu/license.txt; 

 http://www.jmock.org/license.html; http://xsom.java.net; http://benalman.com/about/license/; https://github.com/CreateJS/
EaselJS/blob/master/src/easeljs/display/Bitmap.js; http://www.h2database.com/html/license.html#summary; http://jsoncpp.sourceforge.net/LICENSE; http://
jdbc.postgresql.org/license.html; http://protobuf.googlecode.com/svn/trunk/src/google/protobuf/descriptor.proto; https://github.com/rantav/hector/blob/master/
LICENSE; http://web.mit.edu/Kerberos/krb5-current/doc/mitK5license.html; http://jibx.sourceforge.net/jibx-license.html; https://github.com/lyokato/libgeohash/blob/
master/LICENSE; https://github.com/hjiang/jsonxx/blob/master/LICENSE; https://code.google.com/p/lz4/; https://github.com/jedisct1/libsodium/blob/master/
LICENSE;  https://github.com/EsotericSoftware/kryo/blob/master/license.txt; http://www.scala-
lang.org/license.html; https://github.com/tinkerpop/blueprints/blob/master/LICENSE.txt; http://gee.cs.oswego.edu/dl/classes/EDU/oswego/cs/dl/util/concurrent/
intro.html; https://aws.amazon.com/asl/; https://github.com/twbs/bootstrap/blob/master/LICENSE; https://sourceforge.net/p/xmlunit/code/HEAD/tree/trunk/
LICENSE.txt; https://github.com/documentcloud/underscore-contrib/blob/master/LICENSE, and https://github.com/apache/hbase/blob/master/LICENSE.txt.
This product includes software licensed under the Academic Free License  the Common Development and 
Distribution License (http://www.opensource.org/licenses/cddl1.php) the Common Public License (http://www.opensource.org/licenses/cpl1.0.php), the Sun Binary 
Code License Agreement Supplemental License Terms, the BSD License (http:// www.opensource.org/licenses/bsd-license.php), the new BSD License (http://
opensource.org/licenses/BSD-3-Clause), the MIT License (http://www.opensource.org/licenses/mit-license.php), the Artistic License (http://www.opensource.org/
licenses/artistic-license-1.0) and the Initial Developer’s Public License Version 1.0 
This product includes software copyright © 2003-2006 Joe WaInes, 2006-2007 XStream Committers. All rights reserved. Permissions and limitations regarding this 
software are subject to terms available at http://xstream.codehaus.org/license.html. This product includes software developed by the Indiana University Extreme! Lab. 
For further information please visit http://www.extreme.indiana.edu/.
This product includes software Copyright (c) 2013 Frank  and Markus Moeller. All rights reserved. Permissions and limitations regarding this software are subject 
to terms of the MIT license.
See patents at https://www.informatica.com/legal/patents.html.
DISCLAIMER: Informatica LLC provides this documentation "as is" without warranty of any kind, either express or implied, including, but not limited to, the implied 
warranties of noninfringement, merchantability, or use for a particular purpose. Informatica LLC does not warrant that this software or documentation is error free. The 
information provided in this software or documentation may include technical inaccuracies or typographical errors. The information in this software and documentation 
is subject to change at any time without notice.
NOTICES
This Informatica product (the "Software") includes certain drivers (the "DataDirect Drivers") from DataDirect Technologies, an operating company of Progress Software 
Corporation ("DataDirect") which are subject to the following terms and conditions:
1. THE DATADIRECT DRIVERS ARE PROVIDED "AS IS" WITHOUT WARRANTY OF ANY KIND, EITHER EXPRESSED OR IMPLIED, INCLUDING BUT NOT LIMITED TO, 
THE IMPLIED WARRANTIES OF MERCHANTABILITY, FITNESS FOR A PARTICULAR PURPOSE AND NON-INFRINGEMENT.
2. IN NO EVENT WILL DATADIRECT OR ITS THIRD PARTY SUPPLIERS BE LIABLE TO THE END-USER CUSTOMER FOR ANY DIRECT, INDIRECT, INCIDENTAL, 
SPECIAL, CONSEQUENTIAL OR OTHER DAMAGES ARISING OUT OF THE USE OF THE ODBC DRIVERS, WHETHER OR NOT INFORMED OF THE POSSIBILITIES 
OF DAMAGES IN ADVANCE. THESE LIMITATIONS APPLY TO ALL CAUSES OF ACTION, INCLUDING, WITHOUT LIMITATION, BREACH OF CONTRACT, BREACH 
OF WARRANTY, NEGLIGENCE, STRICT LIABILITY, MISREPRESENTATION AND OTHER TORTS.
The information in this documentation is subject to change without notice. If you  any problems in this documentation, please report them to us in writing at 
Informatica LLC 2100 Seaport Blvd. Redwood City, CA 94063.
Informatica products are warranted according to the terms and conditions of the agreements under which they are provided. INFORMATICA PROVIDES THE 
INFORMATION IN THIS DOCUMENT "AS IS" WITHOUT WARRANTY OF ANY KIND, EXPRESS OR IMPLIED, INCLUDING WITHOUT ANY WARRANTIES OF 
MERCHANTABILITY, FITNESS FOR A PARTICULAR PURPOSE AND ANY WARRANTY OR CONDITION OF NON-INFRINGEMENT.
Publication Date: 2017-09-08
Table of Contents
Preface ..................................................................... 12
Informatica Resources.................................................. 12
Informatica Network................................................. 12
Informatica Knowledge Base........................................... 12
Informatica Documentation............................................ 12
Informatica Product Availability Matrixes...................................  13
Informatica Velocity................................................. 13
Informatica Marketplace.............................................. 13
Informatica Global Customer Support...................................... 13
Chapter 1: Introduction to Mappings......................................... 14
Mappings Overview.................................................... 14
Mapping Components................................................... 15
Data Object Operations............................................... 15
Transformations................................................... 20
Mapplets........................................................ 20
Segments.......................................................  21
Copying a Segment.................................................  21
Views............................................................. 21
Mapping Validation....................................................  22
Connection Validation................................................ 23
Expression Validation................................................ 23
Object Validation................................................... 23
Mapping Run-time Properties.............................................. 23
Validation Environment............................................... 24
Execution Environment............................................... 24
Reject File Directory................................................. 25
Maximum Parallelism................................................ 26
Target Commit Interval............................................... 26
Stop on Errors..................................................... 26
Mapping Impersonation User Name....................................... 26
Suggested Parallelism...............................................  27
Hadoop Connection................................................. 27
Target Load Order Constraints............................................. 27
Constraints with Insert and Delete Rows.................................... 28
Target Load Order Rules and Guidelines.................................... 28
Target Load Order Example............................................ 29
How to Develop a Mapping...............................................  30
Creating a Mapping................................................. 31
Adding Objects to a Mapping........................................... 31
4        Table of Contents
Connecting Mapping Objects........................................... 32
Creating Target Load Order Constraints.................................... 32
Validating a Mapping................................................ 33
Running a Mapping.................................................  34
Chapter 2: Mapplets......................................................... 35
Mapplets Overview..................................................... 35
Mapplet Types.......................................................  35
Mapplet Input and Output................................................  36
Mapplet Input..................................................... 36
Mapplet Output.................................................... 36
Generated Mapplets.................................................... 37
Generated Mapplet Rules and Guidelines...................................  37
Generating a Mapplet................................................ 37
Rule Specifications and Mapplets........................................... 38
Rule Specification Properties........................................... 39
Creating a Mapplet..................................................... 40
Mapplet Validation..................................................... 40
Validating a Mapplet................................................. 40
Mapplet as a Rule Validation...........................................  40
Chapter 3: Mapping Parameters.............................................  42
Mapping Parameters Overview............................................. 42
System Parameters.................................................... 43
User-Defined Parameters................................................. 44
Date/Time Parameters............................................... 45
Where to Create User-Defined Parameters...................................... 46
Where to Assign Parameters..............................................  46
Parameters in Expressions............................................. 49
Parameters in SQL Statements.......................................... 51
Parameters in Custom Queries for Hive Sources............................... 52
Parameters for Relational Table Resources.................................. 54
Parameters for Fields and Property Values.................................. 54
Parameters for Port Lists.............................................. 55
Parameters in Mappings................................................. 55
Parameter Instance Value............................................. 56
Parameters in Mapplets.................................................  57
Parameter Instance Values in Mapplets.................................... 57
Mapplet Parameters in Mappings........................................ 58
Parameters in Mapplets Example........................................  58
Parameters in Logical Data Objects.......................................... 59
Parameters in Virtual Table Mappings........................................  60
Parameter Sets ....................................................... 60
Table of Contents        5
Run Mappings with Parameter Sets from infacmd.............................. 61
Parameter Files....................................................... 61
Parameter File Structure .............................................. 62
Project Element.................................................... 62
Application Element................................................. 63
Rules and Guidelines for Parameter Files...................................  63
Sample Parameter File............................................... 63
Export a Parameter File............................................... 65
Creating a Parameter File from infacmd ms ListMappingParams .................... 66
Running a Mapping with a Parameter File................................... 66
How to Configure Parameters.............................................. 66
Creating a Parameter for a Transformation Property............................ 67
Creating a Parameter in an Expression..................................... 69
Expose Transformation Parameters as Mapping Parameters....................... 72
Setting the Parameter Instance Value...................................... 73
Creating a Parameter Set.............................................. 74
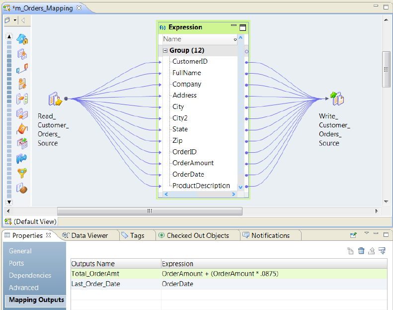
Chapter 4: Mapping Outputs................................................. 77
Mapping Outputs Overview...............................................  77
User-Defined Mapping Outputs............................................. 78
Outputs View.....................................................  78
Mapping Output Expression............................................ 80
System-Defined Mapping Outputs........................................... 81
Persisted Mapping Outputs............................................... 82
Persisted Values Maintenance.......................................... 83
Persisted Mapping Outputs and Deployment................................. 83
Bind Mapping Outputs to Workflow Variables.................................... 84
Mapping Outputs In Mapplets.............................................. 85
Bind Mapplet Outputs to Mapping Outputs..................................  86
Mapping Outputs in Logical Data Objects...................................... 88
How to Configure Mapping Outputs.......................................... 88
Creating a Mapping ................................................. 89
Defining Mapping Outputs............................................. 91
Configuring the Mapping Output Expression.................................  92
Persisting Mapping Outputs............................................ 94
Assigning Persisted Outputs to Mapping Task Input............................  95
Binding Mapping Outputs to Workflow Variables............................... 96
How to Bind Mapplet Outputs to Mapping Outputs................................  97
Defining Mapplet Outputs.............................................  98
Configuring a Mapping Output Expression in a Mapplet.......................... 99
Binding Outputs from a Mapplet to Mapping Outputs........................... 100
6        Table of Contents
Chapter 5: Generate a Mapping from an SQL Query.........................  102
Generate a Mapping from an SQL Query Overview................................ 102
Example of Generated Mapping from an SQL Query............................... 102
SQL Syntax to Generate a Mapping.........................................  103
Correlated Subqueries............................................... 103
Function Support in Queries that Generate a Mapping.............................  104
Generate a Mapping from an SQL Query with an Unsupported Function............... 104
INSERT, UPDATE and DELETE Syntax ..................................... 105
Rules and Guidelines for INSERT, UPDATE, and DELETE Statements................. 105
Generating a Mapping or Logical Data Object from an SQL Query...................... 106
Generate a Mapping from an SQL Statement...................................  106
Create an SQL Statement............................................. 107
Paste or Import the SQL Statement to the Developer Tool........................ 107
Complete Mapping Development .......................................  108
Chapter 6: Dynamic Mappings.............................................. 109
Dynamic Mappings Overview.............................................  109
Dynamic Mapping Configuration........................................... 110
Dynamic Data Sources..............................................  110
Dynamic Mapping Ports and Links....................................... 111
Dynamic Mapping Rules.............................................  112
Parameters in Dynamic Mappings....................................... 112
Dynamic Sources..................................................... 113
Get Columns from the Data Source......................................  114
Assign a Parameter to a Flat File Name.................................... 114
Assign a Parameter to Relational Source Properties............................ 115
Assign a Parameter to the Source Data Object............................... 115
Dynamic Targets..................................................... 116
Get Columns from the Data Source ...................................... 118
Define Targets Based on the Mapping Flow................................. 118
Define Targets Based on the Data Object................................... 119
Create or Replace the Target at Run Time.................................. 119
Assign a Parameter to Relational Target Properties ............................ 120
Assign a Parameter to the Target Data Object...............................  121
Rules and Guidelines for Dynamic Targets.................................. 121
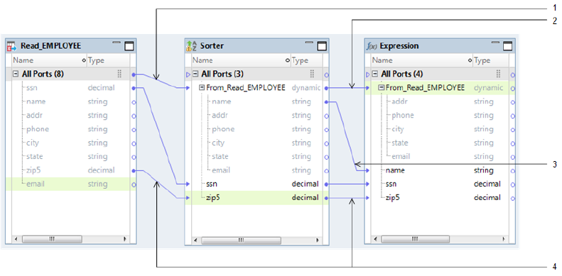
Dynamic Ports and Generated Ports......................................... 122
Dynamic and Generated Port Configuration................................. 122
Rules and Guidelines for Dynamic and Generated Ports.........................  123
Dynamic Expressions.................................................. 123
Input Rules......................................................... 124
Input Rule Configuration.............................................  125
Include or Exclude Ports.............................................  126
Table of Contents        7
Include All Remaining Ports........................................... 126
Rename Generated Ports............................................. 127
Reorder Generated Ports............................................. 130
Selection Rules and Port Selectors.......................................... 133
Port Selector Configuration...........................................  133
Selection Rules................................................... 134
Example - Selection Rules and Port Selectors................................ 135
Design-time Links .................................................... 135
Link Resolution................................................... 137
Run-time Links....................................................... 137
Run-time Link Configuration........................................... 138
Example - Run-time Links............................................. 139
Troubleshooting Dynamic Mappings......................................... 140
Chapter 7: How to Develop and Run a Dynamic Mapping....................  142
Developing and Running Dynamic Mappings.................................... 142
Configuring a Dynamic Source............................................  143
Using a Parameter as a Source for a Dynamic Mapping.........................  144
Configuring Sources to Get Metadata Changes at Run Time....................... 144
Creating a Dynamic Port................................................  145
Configuring Dynamic Ports Using Input Rules................................... 146
Step 1. Open the Input Rules Dialog box...................................  147
Step 2. Define Input Rules............................................  147
Step 2a. Choose the Operator and Selection Criteria...........................  147
Step 2b. Configure the Name Selection Criteria Details.......................... 148
Step 2c. Configure the Type Selection Criteria Details........................... 148
Step 2d. Configure the Pattern Selection Criteria Details......................... 149
Step 3. Rename the Generated Ports.....................................  149
Step 4. Reorder the Generated Ports...................................... 150
Step 5. Verify the Dynamic Port Configuration................................ 150
Creating a Port Selector................................................. 150
Creating a Dynamic Expression ...........................................  151
Configuring a Dynamic Target............................................. 153
Using a Parameter as a Target for a Dynamic Mapping.......................... 154
Getting Target Object Columns from the Data Source at Run-Time..................  155
Defining a DDL Query to Create or Replace the Target at Run Time.................. 155
Defining Write Transformation Ports...................................... 156
Creating and Configuring a Run-time Link.....................................  158
Validating and Running a Dynamic Mapping.................................... 160
Chapter 8: Dynamic Mapping Use Cases.................................... 161
Use Case: Dynamic Mapping for Metadata Changes in Relational Sources................  161
Source Tables.................................................... 161
8        Table of Contents
Target Table..................................................... 162
Dynamic Mapping.................................................  162
Step 1. Configure the Read Transformations................................  163
Step 2. Configure the Joiner Transformation................................  164
Step 3. Configure the Aggregator Transformation............................. 165
Step 4. Configure the Write Transformation................................. 168
Step 5. Create and Configure a Run-time Link................................ 169
Step 6. Validate and Run the Mapping..................................... 169
Step 7. Run the Mapping after Changes to the Source Schema..................... 170
Use Case: Reuse Dynamic Mapping for Different Sources and Targets................... 172
Source Files..................................................... 172
Target Files.....................................................  174
Dynamic Mapping.................................................  174
Step 1. Configure the Read_Customer_FF Read Transformation.................... 175
Step 2. Configure the Exp_TRIM Expression Transformation......................  176
Step 3. Configure the Exp_Output Expression Transformation.....................  180
Step 4. Configure the Write_customerTrim_FF Write Transformation................. 182
Step 5. Validate and Save the Mapping.................................... 183
Step 6. Run the Dynamic Mapping Against Different Sources and Targets.............. 184
Chapter 9: Mapping Administration......................................... 187
Mapping Administration Overview.......................................... 187
Viewing Properties for a Mapping Job........................................ 188
Viewing Summary Statistics for a Mapping Job.................................. 188
Viewing Detailed Statistics for a Mapping Job..................................  188
Viewing Logs for a Mapping Job........................................... 189
Reissuing a Deployed Mapping Job......................................... 189
Canceling a Mapping Job................................................ 190
Reject Files......................................................... 190
Location of Reject Files.............................................. 190
Content of Reject Files..............................................  190
Chapter 10: Export to PowerCenter......................................... 193
Export to PowerCenter Overview........................................... 193
PowerCenter Release Compatibility......................................... 194
Setting the Compatibility Level......................................... 194
Mapplet Export...................................................... 194
Mappings with Parameters Export.......................................... 195
Export to PowerCenter Options............................................ 195
Exporting an Object to PowerCenter......................................... 196
Export Restrictions.................................................... 197
Rules and Guidelines for Exporting to PowerCenter............................... 199
Troubleshooting Exporting to PowerCenter....................................  199
Table of Contents        9
Chapter 11: Import From PowerCenter...................................... 200
Import from PowerCenter Overview......................................... 200
Override Properties.................................................... 201
Conflict Resolution.................................................... 202
Import Summary..................................................... 203
Data Type Conversion.................................................. 203
Transformation Conversion.............................................. 203
Transformation Property Restrictions..................................... 204
Parameter Conversion.................................................. 210
System Parameter Conversion.........................................  211
PowerCenter Repository Connection Properties.................................  212
Connection Assignments................................................ 212
Importing an Object from PowerCenter....................................... 213
Import Restrictions.................................................... 214
Import Performance................................................... 216
Chapter 12: Performance Tuning........................................... 217
Performance Tuning Overview............................................. 217
Optimization Methods.................................................. 218
Early Projection Optimization Method..................................... 218
Early Selection Optimization Method.....................................  219
Branch Pruning Optimization Method..................................... 219
Predicate Optimization Method......................................... 219
Cost-Based Optimization Method........................................ 220
Dataship-Join Optimization Method...................................... 220
Semi-Join Optimization Method......................................... 221
Viewing an Optimized Mapping......................................... 222
Optimizer Levels.....................................................  222
Setting the Optimizer Level for a Developer Tool Mapping........................... 223
Setting the Optimizer Level for a Deployed Mapping............................... 224
Chapter 13: Pushdown Optimization........................................ 225
Pushdown Optimization Overview.......................................... 225
Pushdown Types..................................................... 226
Full Pushdown Optimization........................................... 226
Source Pushdown.................................................  227
Configuring Pushdown..............................................  227
Transformation Pushdown Logic........................................... 228
Pushdown Optimization to Sources......................................... 229
Pushdown Optimization to Relational Sources............................... 229
Pushdown Optimization to Native Sources.................................. 231
Pushdown Optimization to PowerExchange Nonrelational Sources.................. 231
10        Table of Contents
Pushdown Optimization to ODBC Sources.................................. 231
Pushdown Optimization to SAP Sources................................... 232
Pushdown Optimization Expressions........................................ 232
Functions....................................................... 233
Operators....................................................... 243
Comparing the Output of the Data Integration Service and Sources..................... 244
Chapter 14: Partitioned Mappings.......................................... 246
Partitioned Mappings Overview............................................ 246
One Thread for Each Pipeline Stage......................................... 247
Multiple Threads for Each Pipeline Stage...................................... 248
Partitioned Flat File Sources.............................................. 250
Concurrent Read Partitioning.......................................... 250
Partitioned Relational Sources............................................  251
Relational Connection Types for Partitioning................................ 252
SQL Queries for Partitioned Relational Sources............................... 252
Rules and Guidelines for Relational Source Partitions........................... 253
Partitioned Flat File Targets.............................................. 253
Optimize Output File Directories for Partitioned File Targets......................  254
Merge Options for Partitioned File Targets.................................. 254
Commands for Partitioned File Targets.................................... 256
Partitioned Relational Targets............................................. 257
Relational Connection Types for Partitioning................................ 258
Rules and Guidelines for Relational Target Partitions........................... 258
Partitioned Transformations.............................................. 258
Restrictions for Partitioned Transformations................................ 259
Cache Partitioning for Transformations.................................... 259
Disable Partitioning for a Transformation..................................  261
Maintain Order in a Partitioned Mapping...................................... 261
Maintain a Stable Sort............................................... 262
Override the Maximum Parallelism for a Mapping................................ 262
Suggested Parallelism for a Transformation................................. 263
Execution Instances for Address Validator and Match Transformations............... 264
Overriding the Maximum Parallelism Value.................................  265
Troubleshooting Partitioned Mappings....................................... 266
Chapter 15: Developer Tool Naming Conventions........................... 267
Transformation Naming Conventions........................................ 267
Object Type Naming Conventions..........................................  269
Workflow Object Naming Conventions.......................................  269
Index........................................................... 271
Table of Contents        11

Preface
The Informatica Developer Mapping Guide contains information about how to create and use mappings and 
mapplets, configure dynamic mappings, export and import objects, and to enable performance tuning and 
pushdown optimization. The Informatica Developer Mapping Guide is written for developers who develop 
mappings and mapplets, such as big data, data services, and data transformation developers. This guide 
assumes that you have an understanding of flat file and relational database concepts and the database 
engines in your environment.
Informatica Resources
Informatica Network
Informatica Network hosts Informatica Global Customer Support, the Informatica Knowledge Base, and other 
product resources. To access Informatica Network, visit https://network.informatica.com.
As a member, you can:
•Access all of your Informatica resources in one place.
•Search the Knowledge Base for product resources, including documentation, FAQs, and best practices.
•View product availability information.
•Review your support cases.
•Find your local Informatica User Group Network and collaborate with your peers.
Informatica Knowledge Base
Use the Informatica Knowledge Base to search Informatica Network for product resources such as 
documentation, how-to articles, best practices, and PAMs.
To access the Knowledge Base, visit https://kb.informatica.com. If you have questions, comments, or ideas 
about the Knowledge Base, contact the Informatica Knowledge Base team at 
KB_Feedback@informatica.com.
Informatica Documentation
To get the latest documentation for your product, browse the Informatica Knowledge Base at 
https://kb.informatica.com/_layouts/ProductDocumentation/Page/ProductDocumentSearch.aspx.
If you have questions, comments, or ideas about this documentation, contact the Informatica Documentation 
team through email at infa_documentation@informatica.com.
12

Informatica Product Availability Matrixes
Product Availability Matrixes (PAMs) indicate the versions of operating systems, databases, and other types 
of data sources and targets that a product release supports. If you are an Informatica Network member, you 
can access PAMs at 
https://network.informatica.com/community/informatica-network/product-availability-matrices.
Informatica Velocity
Informatica Velocity is a collection of tips and best practices developed by Informatica Professional 
Services. Developed from the real-world experience of hundreds of data management projects, Informatica 
Velocity represents the collective knowledge of our consultants who have worked with organizations from 
around the world to plan, develop, deploy, and maintain successful data management solutions.
If you are an Informatica Network member, you can access Informatica Velocity resources at 
http://velocity.informatica.com.
If you have questions, comments, or ideas about Informatica Velocity, contact Informatica Professional 
Services at ips@informatica.com.
Informatica Marketplace
The Informatica Marketplace is a forum where you can find solutions that augment, extend, or enhance your 
Informatica implementations. By leveraging any of the hundreds of solutions from Informatica developers 
and partners, you can improve your productivity and speed up time to implementation on your projects. You 
can access Informatica Marketplace at https://marketplace.informatica.com.
Informatica Global Customer Support
You can contact a Global Support Center by telephone or through Online Support on Informatica Network.
To find your local Informatica Global Customer Support telephone number, visit the Informatica website at 
the following link: 
http://www.informatica.com/us/services-and-training/support-services/global-support-centers.
If you are an Informatica Network member, you can use Online Support at http://network.informatica.com.
Preface        13

Chapter 1
Introduction to Mappings
This chapter includes the following topics:
•Mappings Overview, 14
•Mapping Components, 15
•Views, 21
•Mapping Validation, 22
•Mapping Run-time Properties, 23
•Target Load Order Constraints, 27
•How to Develop a Mapping, 30
Mappings Overview
A mapping is a set of input and output objects that represent the data flow between sources and targets. 
They are linked by transformation objects that define the rules for data transformation. The Data Integration 
Service uses the instructions configured in the mapping to read, transform, and write data.
You can run a mapping from a workflow so that you can run multiple mappings sequentially. Or, you can 
develop a workflow that runs commands to perform steps before and after a mapping runs. You can include 
a mapping with physical data objects as the input and output in a mapping task in a workflow.
The type of input and output object you include in a mapping determines the type of mapping. You can create 
the following types of mappings in the Developer tool:
Logical data object mapping
Links a logical data object to one or more physical data objects. A logical data object mapping helps you 
to integrate data from multiple sources and formats into a standardized view.
Operation mapping
Has an operation as the mapping input, output, or both. An operation mapping performs the web service 
operation for the web service client.
Virtual table mapping
Has a virtual table as the mapping output. A virtual table mapping defines the virtual data flow between 
sources and a virtual table in an SQL data service. Use a virtual table mapping to transform the data.
14

Dynamic mapping
A mapping in which you can change the sources, targets, and transformation logic at run time based on 
parameters and rules that you define. Use a dynamic mapping to manage frequent schema or metadata 
changes.
The following image shows an example of a mapping:
Mapping Components
Mapping components determine the data flow between sources and targets.
Every mapping must contain an input object, which reads data from a mapping component or file. Every 
mapping must also contain an output object, which writes data to a mapping component or file.
A mapping can also contain the following components:
Data object operations
Repository objects that contain properties required to perform certain run-time operations on sources or 
targets. Required for some PowerExchange adapter data sources.
Transformations
Modify data before writing it to targets. Use different transformation objects to perform different 
functions.
Mapplets
Reusable objects containing a set of transformations that you can use in multiple mappings.
Segments
Consist of one or more objects in a mapping, mapplet, rule, or virtual stored procedure.
Data Object Operations
A data object operation is a repository object that contains properties required to perform certain run-time 
operations on sources or targets. Some PowerExchange adapter data sources have a complex structure that 
do not allow the Developer tool to import all properties that are necessary at mapping run-time.
For example, you import a PowerExchange Microsoft Dynamic CRM source, but it does not import with 
precision and scale. In addition, you might need to perform specific run-time operations on Microsoft 
Mapping Components       15
Dynamics CRM, or you might want to control the maximum number of records that the Data Integration 
Service can read in one batch. You can configure these properties in the data object read operation.
When you import data from a PowerExchange adapter data source, the data stored in the source's complex 
structure might also not be compatible with transformations in the Developer tool. You can use a data object 
read operation to convert the data types native to the source into transformation data types that the 
Developer tool can use in the mapping workflow.
When you write data to a target in a PowerExchange adapter data source with a complex structure, you might 
need to similarly use a data object write operation to convert data from the transformation data types back to 
the data types native to the data source.
If you import a physical data object from a resource, you can create data object operations for the physical 
data object based on the same resource. The resource is the part of the data object from which you want to 
read data. For example, the resource for a database can be a table or a view.
After you create the physical data object and the required data object operations, you can view the physical 
data object in the object editor. The object editor view includes a tab where you can configure the data object 
operation properties. A data object can have multiple read and write operations.
Data Object Read Operation
A data object read operation is associated with a source data object. You can create a data object read 
operation and configure the data object read operation properties in the object editor.
When you view the data object read operation in the object editor, the object editor displays a source object 
and an output object. The source and output objects comprise the data object read operation. You edit the 
advanced and run-time properties in the output object.
16       Chapter 1: Introduction to Mappings

The following image shows an example of a data object read operation for a Teradata data object where the 
source object is 
EMPLOYEE
 and the output object is 
Output
:
After you create the data object read operation for the physical data object, you can create a Read 
transformation to add the physical data object as a source in the mapping workflow. When you add the 
physical data object to the mapping, you can specify the Read transformation and the data object read 
operation that you want to use.
The following image shows the wizard that appears when you add the Teradata data object to the mapping:
Mapping Components       17

The Read transformation uses the properties that you configured in the output object of the data object read 
operation.
Data Object Write Operation
A data object write operation is associated with a target data object. You can create a data object write 
operation and configure the data object write operation properties in the object editor.
When you view the data object write operation in the object editor, the object editor displays an input object 
and a target object. The input and target objects comprise the data object write operation. You edit the 
advanced and run-time properties in the input object.
The following image shows an example of a data object write operation for a Teradata data object where the 
input object is 
Input
 and the target object is 
EMPLOYEE_TGT
:
After you create the data object write operation for the physical data object, you can create a Write 
transformation to add the physical data object as a target in the mapping workflow. When you add the 
physical data object to the mapping, you can specify the Write transformation and the data object write 
operation that you want to use.
18       Chapter 1: Introduction to Mappings

The following image shows the wizard that appears when you add the Teradata data object to the mapping:
The Write transformation uses the properties that you configured in the input object of the data object write 
operation.
Teradata Data Object Example
A Teradata data object represents metadata based on a Teradata resource.
When you configure a data object read operation for the Teradata data object and view it in the object editor, 
you can see a source object and an output object. The output object displays the metadata from the Teradata 
resource.
The following image shows a data object read operation for the Teradata data object:
The source object is 
tpt_src
 and the output object is 
Output
. The source and output objects comprise the 
data object read operation.
You can look at the metadata in the output object and see that the native data types in 
tpt_src
 are converted 
into transformation data types in the output object. For example, the native data type VARCHAR for the name 
port is converted to the transformation data type string.
Mapping Components       19

To use the Teradata data object in a mapping, you can create a Read transformation. When you add the Read 
transformation to the mapping, you select the Teradata data object and the data object read operation that 
you previously configured.
Because the Read transformation needs to access the transformation data types stored in the output object 
of the data object read operation, the Read transformation is created based on the object operation, not the 
Teradata data object. The Read transformation uses the same properties that you configured for the data 
object read operation.
The following image highlights the Read transformation 
tpt_read
 in the mapping editor:
Notice that the metadata in the Read transformation and the output object of the data object read operation 
are the same. For example, the metadata in the name port uses the transformation data type string instead of 
the native data type VARCHAR.
Transformations
A transformation is an object that generates, modifies, or passes data.
Informatica Developer provides a set of transformations that perform specific functions. For example, an 
Aggregator transformation performs calculations on groups of data. Transformations in a mapping represent 
the operations that the Data Integration Service performs on the data. Data passes through transformation 
ports that you link in a mapping or mapplet.
Transformations can be active or passive. Transformations can be connected to the data flow, or they can be 
unconnected. For more information about transformations, see the Developer Transformation Guide.
Mapplets
A mapplet is a reusable object containing a set of transformations that you can use in multiple mappings.
When you use a mapplet in a mapping, you use an instance of the mapplet. Any change made to the mapplet 
is inherited by all instances of the mapplet. Mapplets can contain other mapplets. You can also use a 
mapplet more than one time in a mapping or mapplet. You can create a mapplet manually. You can also 
generate a mapplet from a segment within a mapping or mapplet.
For more information about mapplets, see Chapter 2, “Mapplets” on page 35.
20       Chapter 1: Introduction to Mappings

Segments
A segment consists of one or more objects in a mapping, mapplet, rule, or virtual stored procedure. A 
segment can include a source, target, transformation, or mapplet. 
You can copy segments across folders or projects. Consider the following rules and guidelines when copying 
segments:
•The Developer tool reuses dependencies when possible. If it cannot reuse the dependencies, it copies 
dependencies.
•If a mapping, mapplet, rule, or virtual stored procedure includes parameters and you copy a 
transformation that refers to the parameter, the transformation in the target object uses a default value 
for the parameter.
•You cannot copy input transformations and output transformations.
•After you paste a segment, you cannot undo previous actions.
You can also generate a mapplet from a segment in a mapping or mapplet. You might want to generate a 
mapplet when a mapping or mapplet contains a connected transformation flow that you want to reuse. For 
more information about generating mapplets, see “Generating a Mapplet” on page 37.
Copying a Segment
You can copy a segment when you want to reuse a portion of the mapping logic in another mapping, mapplet, 
rule, or virtual stored procedure.
1. Open the object that contains the segment that you want to copy. 
2. Select a segment by highlighting each object you want to copy. 
Hold down the Ctrl key to select multiple objects. You can also select segments by dragging the pointer 
in a rectangle around objects in the editor.
3. Click Edit > Copy to copy the segment to the clipboard. 
4. Open a target mapping, mapplet, rule, or virtual stored procedure. 
5. Click Edit > Paste. 
Views
Different views become available when you click inside the editor. A view is a workbench part that can 
navigate an information hierarchy or display object properties. You can switch between these views to modify 
properties or other details in the editor. You can also use these views to select objects that you want to 
appear in the editor.
The following image shows the different views in Informatica Developer:
Views       21

Switch between the following views to perform different tasks:
Properties
Configure general mapping properties, including mapping name, run-time properties, and load order 
constraints.
Data Viewer 
Preview the data and view the mapping output for each transformation. You can also export data in the 
Data Viewer view.
Tags
Create a tag to add metadata, assign a tag to an object, and view all tags assigned to an object.
Checked Out Objects
View objects that you have checked out.
Notifications 
Set up and configure global settings for scorecard notifications. You can also select recipients in the 
Informatica domain to receive notifications during a workflow.
Mapping Validation
When you develop a mapping, you must configure it so that the Data Integration Service can read and 
process the entire mapping. The Developer tool marks a mapping as not valid when it detects errors that will 
prevent the Data Integration Service from running the mapping.
The Developer tool performs the following types of validation:
•Connection
•Expression
•Object
22       Chapter 1: Introduction to Mappings
Connection Validation
The Developer tool performs connection validation each time you connect ports in a mapping and each time 
you validate a mapping.
When you connect ports, the Developer tool verifies that you make valid connections. When you validate a 
mapping, the Developer tool verifies that the connections are valid and that all required ports are connected.
The Developer tool performs the following connection validations:
•At least one input object and one output object are connected.
•At least one mapplet input port and output port is connected to the mapping.
•Data types between ports are compatible. If you change a port data type to one that is incompatible with 
the port it is connected to, the Developer tool generates an error and invalidates the mapping. However, 
you can change the data type if it remains compatible with the connected ports, such as Char and 
Varchar.
Expression Validation
You can validate an expression in a transformation while you are developing a mapping. If you do not correct 
the errors, error messages appear in the Validation Log view when you validate the mapping.
If you delete input ports used in an expression, the Developer tool marks the mapping as not valid.
Object Validation
When you validate a mapping, the Developer tool verifies that the definitions of the independent objects, such 
as Input transformations or mapplets, match the instance in the mapping.
If any object changes while you configure the mapping, the mapping might contain errors. If any object 
changes while you are not configuring the mapping, the Developer tool tracks the effects of these changes on 
the mappings.
Mapping Run-time Properties
The mapping run-time properties depend on the execution environment that you select for the mapping.
Configure the following mapping run-time properties:
•Validation Environment
•Execution Environment
•Reject File Directory
•Maximum Parallelism
•Target Commit Interval
•Stop On Errors
•Mapping Impersonation User Name
•Suggested Parallelism
•Hive Connection
Mapping Run-time Properties       23

Validation Environment
The validation environment indicates whether the Developer tool validates the mapping definition for the 
native execution environment, the Hadoop execution environment, or both. When you run a mapping in the 
native environment, the Data Integration Service processes the mapping.
Based on your license, you can run a mapping in the Hadoop environment. When you run a mapping in the 
Hadoop environment, the Data Integration Service pushes the mapping execution to the Hadoop cluster 
through a Hadoop connection. The Hadoop cluster processes the mapping.
When you choose the Hadoop execution environment, you can select the Hive, Blaze, or Spark engine to 
process the mapping. You can also select the Hive version. Select a version number from the list or assign a 
parameter to the Hive version. Before you can assign it to the Hive version property, you must define a 
parameter in the Parameters view. The parameter must be a string that contains a version from the Hive 
Version list.
The following image shows the validation environment:
Choose both validation environments if you want to test the mapping in the native environment before you 
run the mapping in the Hadoop environment. Or, choose both validation environments if you want to define 
the execution environment value in a parameter when you run the mapping.
If you choose both environments, you must choose the execution environment for the mapping in the run-
time properties.
Default is native.
Execution Environment
Select the execution environment to use when the mapping runs. When you run a mapping in the native 
environment, the Data Integration Service processes the mapping. If you installed Big Data Management™, 
you can run a mapping in the Hadoop environment. The Data Integration Service pushes the processing to 
nodes on a Hadoop cluster. When you select the Hadoop environment, you can also select the engine to push 
the mapping logic to the Hadoop cluster.
24       Chapter 1: Introduction to Mappings

You can use a mapping parameter to indicate the execution environment. Configure a string parameter. Set 
the default value to "Native." When you select the execution environment, click Assign Parameter, and select 
the parameter that you configured.
The following image shows where to select the mapping execution environment:
When you choose the execution environment, the Developer tool saves one of the associated validation 
environments for the mapping run.
Reject File Directory
If you run mappings in the Hadoop environment, you can choose where to store the reject files if the Hadoop 
connection is configured with a reject file directory. The Blaze engine can write reject files to the Hadoop 
environment for flat file, HDFS, and Hive targets. The Spark and Hive engines can write reject files to the 
Hadoop environment for flat file and HDFS targets.
You can write reject files to the Data Integration Service machine or to the Hadoop cluster. Or, you can defer 
to the Hadoop connection configuration.
Choose one of the following options:
•On the Data Integration Service machine. The Data Integration Service stores the reject files based on the 
RejectDir system parameter.
•On the Hadoop Cluster. The reject files are moved to the reject directory configured in the Hadoop 
connection. If the directory is not configured, the mapping will fail.
•Defer to the Hadoop Connection. The reject files are moved based on whether the reject directory is 
enabled in the Hadoop connection properties. If the reject directory is enabled, the reject files are moved 
to the reject directory configured in the Hadoop connection. Otherwise, the Data Integration Service stores 
the reject files based on the RejectDir system parameter.
If you configure the mapping run-time properties to defer to the Hadoop connection, the reject files for all 
mappings with this configuration are moved based on whether you choose to write reject files to Hadoop for 
the active Hadoop connection. You do not need to change the mapping run-time properties manually to 
change the reject file directory.
For example, if the reject files are currently moved to the Data Integration Service machine and you want to 
move them to the directory configured in the Hadoop connection, edit the Hadoop connection properties to 
write reject files to Hadoop. The reject files of all mappings that are configured to defer to the Hadoop 
connection are moved to the configured directory.
You might also want to choose to defer to the Hadoop connection when the connection is parameterized to 
alternate between multiple Hadoop connections. For example, the parameter might alternate between one 
Hadoop connection that is configured to move reject files to the Data Integration Service machine and 
another Hadoop connection that is configured to move reject files to the directory configured in the Hadoop 
connection. If you choose to defer to the Hadoop connection, the reject files are moved depending on the 
active Hadoop connection in the connection parameter.
Mapping Run-time Properties       25

Maximum Parallelism
Maximum parallelism is valid for the native execution environment. Maximum parallelism refers to the 
maximum number of parallel threads that process a single mapping pipeline stage. An administrator sets 
maximum parallelism for the Data Integration Service to a value greater than one to enable mapping 
partitioning. The administrator sets the maximum parallelism in the Administrator tool.
The default maximum parallelism value for a mapping is Auto. Each mapping uses the maximum parallelism 
value defined for the Data Integration Service. You can change the default maximum parallelism value to 
define a maximum value for a particular mapping. When maximum parallelism is set to different integer 
values for the Data Integration Service and the mapping, the Data Integration Service uses the minimum 
value.
Default is Auto. Maximum is 64.
For more information about partitioning, see Chapter 14, “Partitioned Mappings” on page 246.
Target Commit Interval
The target commit interval refers to the number of rows that you want to use as a basis for a commit. The 
Data Integration Service commits data based on the number of target rows that it processes and the 
constraints on the target table. The Data Integration Service tunes the commit intervals. The default commit 
interval is 10,000 rows.
The commit interval is an approximate interval for the Data Integration Service to issue the commit. The Data 
Integration Service might issue a commit before, on, or after, the commit interval. In general, the Data 
Integration Service checks the target commit interval after writing a complete writer buffer block.
Stop on Errors
This function stops the mapping if a nonfatal error occurs in the reader, writer, or transformation threads. 
Default is disabled.
The following types of errors cause the mapping to stop when you enable Stop on Errors:
Reader errors
Errors encountered by the Data Integration Service while reading the source database or the source files. 
Reader errors can include alignment errors while running a session in Unicode mode.
Writer errors
Errors encountered by the Data Integration Service while writing to the target database or to the target 
files. Writer errors can include key constraint violations, loading nulls into a not null field, and database 
trigger responses.
Transformation errors
Errors encountered by the Data Integration Service while transforming data. Transformation errors can 
include conversion errors and any condition set up as an ERROR, such as null input.
Mapping Impersonation User Name
A mapping impersonation user name is valid for the native and Hadoop execution environment. Use mapping 
impersonation to impersonate the Data Integration Service user that connects to Hive, HBase, or HDFS 
sources and targets that use Kerberos authentication.
Enter a user name in the following format: 
<Hadoop service name>/<hostname>@<YOUR-REALM>
26       Chapter 1: Introduction to Mappings
Where:
•Hadoop service name is the name of the Hadoop service that the Hive, HBase, or HDFS source or target 
resides.
•Host name is the name or IP address of the Hadoop service.
•YOUR-REALM is the Kerberos realm.
You can only use the following special characters as delimiters: '/' and '@'
Suggested Parallelism
Suggested parallelism is valid for the native execution environment when the Maximum Parallelism property 
is assigned to a value greater than one or to a parameter. Suggested number of parallel threads that process 
the transformation pipeline stage.
When you define a suggested parallelism value for a transformation, the Data Integration Service considers 
the value when it determines the optimal number of threads for that transformation pipeline stage. You might 
want to define a suggested parallelism value to optimize performance for a transformation that contains 
many ports or performs complicated calculations.
Default is Auto, which means that the transformation uses the maximum parallelism value defined for the 
mapping. Maximum is 64.
Hadoop Connection
A Hadoop connection is valid for the Hadoop execution environment. A Hadoop connection defines the 
connection information that the Data Integration Service requires to push the mapping execution to the 
Hadoop cluster.
Select the Hadoop connection to run the mapping on the Hadoop cluster. You can assign a user-defined 
parameter for the Hadoop Connection. Define the parameter on the Parameters view of the mapping.
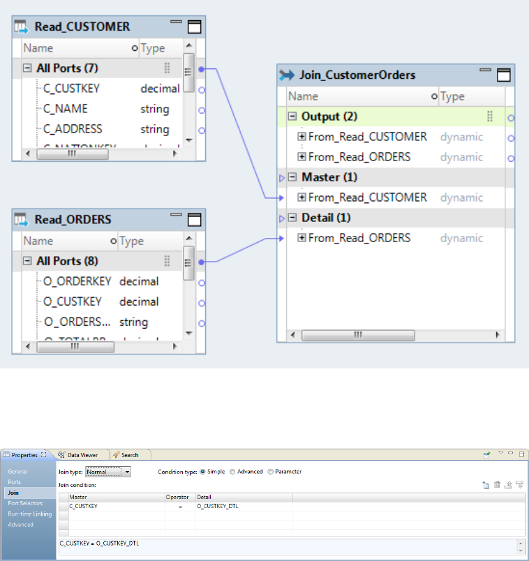
Target Load Order Constraints
A target load order constraint restricts how the Data Integration Service loads and commits rows to two 
target instances related to each other in the same mapping.
In the Developer tool you can configure constraints to restrict the order that the Data Integration Service 
loads rows to target tables.
You can configure a constraint to force the Data Integration Service to load the data of a primary target 
instance completely before loading data to a secondary target instance. The tables that you define as the 
primary target and secondary target depend on the transactions in the input rows.
Consider the following scenarios for target load order constraints:
Insert rows to a master and a detail target.
You might configure a target load order constraint when you are inserting rows to targets that have a 
primary key-foreign key relationship. Configure the target with the primary key as the primary target 
instance. Configure the target with the foreign key as the secondary target instance. The Data 
Integration Service can stage the data for the secondary target until it completes loading the primary 
target.
Target Load Order Constraints       27
Delete rows from a master and a detail target.
When you need to delete rows from targets with a primary key-foreign key relationship, you configure a 
different constraint. Configure the target with the foreign key as the primary target instance to delete the 
rows from the detail target first. Configure the target with the primary key as the secondary target 
instance.
Insert rows and update rows to the same relational table.
You can configure a target load order constraint for a mapping that loads insert rows and update rows to 
a relational table from two separate transformations. Configure the constraint to restrict the Data 
Integration Service from loading the update rows until after it loads the insert rows.
Target load order for flat files.
You can configure a target load order constraint for a mapping that loads rows into multiple flat file 
targets. Configure the target load order to load the secondary flat file after the primary flat file.
You can configure multiple constraints in a mapping. The Data Integration Service determines the most 
efficient execution plan to load the targets without violating the constraints.
Constraints with Insert and Delete Rows
Target load order constraints do not have special handling to process insert, update, and delete rows in the 
same file.
When you need to process insert, update, and delete rows, you can configure a Router transformation to 
return the insert and update rows to a different target instance than the delete rows. Configure target load 
order constraints to specify the order in which to load the targets.
For example, you might have an Order_Header and an Order_Detail target. The Order_Detail table has an 
OrderID foreign key to the Order_Header table. You need to process inserts, updates, and deletes in both 
tables.
You can separate the insert and update rows from the delete rows using a Router transformation. You 
configure the following output groups from the Router transformation:
1. Order_Header insert and update rows
2. Order_Header delete rows
3. Order_Detail insert and update rows
4. Order_Detail delete rows
You might create the following constraints for loading these rows to the targets:
Group #4 before group #2
Group #2 before group #1
Group #1 before group #3
These constraints force the Data Integration Service to process the deletes in the Order_Detail before the 
deletes in the Order_Header. The Data Integration Service processes all the deletes before the insert and 
update rows. It processes the Order_Header inserts and updates before the Order_Detail inserts and updates.
Target Load Order Rules and Guidelines
Consider the following rules and guidelines when you define target load order constraints:
•In the Developer tool, you can configure some target columns as primary keys or foreign keys. Load order 
constraints ignore these keys. If the targets have primary key-foreign key constraints, you must define the 
load order constraints.
28       Chapter 1: Introduction to Mappings

•The Developer tool does not validate the load order constraints as you define them. The Developer tool 
validates the load order constraints as it validates the mapping.
•The Data Integration Service can stage the data to a local disk for the second target instance in a target 
load order constraint. When the mapping has multiple secondary target instances, the Data Integration 
Service loads the staged data to the targets without violating the constraints.
•The Data Integration Service loads one target instance and then another target instance without 
determining whether the rows are inserts, deletes, or updates. For target tables with primary-key foreign-
key constraints, an orphan row is a row in the foreign key target that does not have a matching row in the 
primary key target. The Data Integration Service does not check for orphan rows. The Data Integration 
Service loads all of the rows in the order you specify in the load order constraint.
WARNING: Informatica strongly advises against using the staging files or the data within the files. 
Informatica is not responsible for corrupted data that is caused by customer alteration of the staging files or 
the data in the tables. The structure of the staging files might change between Informatica versions.
Target Load Order Example
An organization processes customer orders twice a day. It receives the customer information and order 
information in the same transaction file. The organization needs to ensure that the mapping that processes 
the order file loads the customer information before it loads the orders.
A developer creates a mapping that returns the customer information to a Customer_Target table. The 
mapping returns the orders to an Orders_Target table. The primary key of the Customer_Master is the 
CustomerID. Each order in the Orders table has a foreign key to the CustomerID in the Customer_Master. The 
developer creates a target load order constraint. The constraint restricts the Data Integration Service from 
loading the orders until the it completes loading the customer information to the target.
The following image shows the mapping:
Target Load Order Constraints       29

A Normalizer transformation creates separate output groups for the customer and orders data. The 
developer needs to ensure that the customer data loads to the target before the orders data.
The Data Integration Service can use different strategies to implement the target load order constraint. In this 
example, the Data Integration Service creates two pipelines to load the customer data and the order data to 
the target tables.
The following image shows the pipelines that load the customer data and the order data to the target tables:
In the first pipeline, the Data Integration Service loads the customers to the Customer_Master and it stages 
the orders to a local disk file. In the second pipeline, the Data Integration Service loads the staged orders to 
the Orders table.
How to Develop a Mapping
Develop a mapping to read, transform, and write data according to your business needs.
To develop a mapping and run a workflow, perform the following tasks:
1. Determine the type of mapping that you want to create.
2. Create input, output, and reusable objects that you want to use in the mapping. Create physical data 
objects, logical data objects, or virtual tables to use as mapping input or output.
3. Create reusable transformations that you want to use. If you want to use mapplets, you must create 
them also.
4. Create the mapping.
5. Add objects to the mapping. You must add input and output objects to the mapping. Optionally, add 
transformations and mapplets.
6. Link ports between mapping objects to create a flow of data from sources to targets, through mapplets 
and transformations that add, remove, or modify data along this flow.
7. Validate the mapping to identify errors.
30       Chapter 1: Introduction to Mappings
8. Save the mapping to the Model Repository.
9. Run the workflow to see the mapping output.
Creating a Mapping
Create a mapping to move data between sources and targets and transform the data.
1. Select a project or folder in the Object Explorer view. 
2. Click File > New > Mapping. 
3. Enter a mapping name. 
4. Click Finish. 
An empty mapping appears in the editor.
Adding Objects to a Mapping
Add objects to a mapping to determine the data flow between sources and targets.
•Drag a data object to the editor and select Read to add the data object as a source.
•Drag a data object to the editor and select Write to add the data object as a target.
•To add a Lookup transformation, drag a flat file data object, logical data object, reference table, or 
relational data object to the editor and select Lookup. 
•To add a reusable transformation, drag the transformation from the Transformations folder in the Object 
Explorer view to the editor.
Repeat this step for each reusable transformation that you want to add.
•To add a non-reusable transformation, select the transformation on the Transformation palette and drag 
it to the editor.
Repeat this step for each non-reusable transformation that you want to add.
•Configure ports and properties for each non-reusable transformation.
•Optionally, drag a mapplet to the editor.
How to Develop a Mapping       31

Connecting Mapping Objects
Complete a mapping by connecting the mapping objects. You connect mapping objects through the ports. 
Data passes into and out of a transformation through input ports, output ports, and input/output ports.
When you add an object to a mapping, you connect the properties according to how you want the Data 
Integration Service to transform the data. The editor displays mapping objects in the following ways:
•Iconized. Shows an icon of the object with the object name.
The following image shows a mapping with iconized objects:
•Normal. Shows the columns and the input and output port indicators. You can connect objects that are in 
the normal view.
The following image shows the preceding iconized mapping in normal view:
When you link ports between input objects, transformations, mapplets, and output objects, you can create the 
following types of links:
•One to one links. Link one port in an input object to one port in an output object.
•One to many links. Link one port to multiple output objects. You can also link multiple ports in one object 
to multiple output objects.
You can manually link ports or link ports automatically:
•Manually linking ports. You can manually link one port or multiple ports. Drag a port from an input object 
to the port of an output object.
•Automatically linking ports. When you link ports automatically, you can link by position or by name.
For more information about linking ports, see the Developer Transformation Guide.
Creating Target Load Order Constraints
Target load order constraints restrict the order that the Data Integration Service loads rows to target tables in 
the same mapping. Create target load order constraints on the Load Order tab of a mapping.
1. Click inside the editor. 
The mapping Properties tabs appear in the bottom window.
32       Chapter 1: Introduction to Mappings

2. Click the Load Order tab. 
The following image shows the Load Order tab:
The image shows three constraints. Each constraint contains the primary target and the secondary 
target. The constraints specify that the Data Integration Service must load the Customer_Master target 
before the Customer_Orders target. The Sales_Rep_Master must load before the Customer_Orders 
target. The Sales_Office_Master must load before the Sales_Rep_Master.
3. To enter a constraint, click the New button. 
The Developer tool creates a row for the constraint.
4. Click the Primary field. 
A list of the target instances in the mapping appears.
5. Select the target instance that you want to load first. 
6. In the Secondary field, select the target instance to load second. 
You can enter the constraints in any order. You could enter the following pairs of constraints to indicate 
the same restrictions as in the previous image:
Primary Secondary
Sales_Office_Master Sales_Rep_Master
Sales_Rep_Master Customer_Master
Customer_Master Customer_Orders
7. Enter as many constraints as you need. 
Validating a Mapping
Validate a mapping to ensure that the Data Integration Service can read and process the entire mapping.
1. Click Edit > Validate. 
Errors appear in the Validation Log view.
2. Fix errors and validate the mapping again. 
How to Develop a Mapping       33
Running a Mapping
Run a mapping to move output from sources to targets and transform data.
If the domain includes more than one Data Integration Service and you have not selected a default service, 
the Developer tool prompts you to select one when you preview data or run a mapping.
uRight-click an empty area in the editor and click Run Mapping. 
The Data Integration Service runs the mapping and writes the output to the target.
When the Data Integration Service is configured to use operating system profiles, it runs the mapping 
with the operating system profile.
34       Chapter 1: Introduction to Mappings

Chapter 2
Mapplets
This chapter includes the following topics:
•Mapplets Overview, 35
•Mapplet Types, 35
•Mapplet Input and Output, 36
•Generated Mapplets, 37
•Rule Specifications and Mapplets, 38
•Creating a Mapplet, 40
•Mapplet Validation, 40
Mapplets Overview
A mapplet is a reusable object containing a set of transformations that you can use in multiple mappings. 
Use a mapplet in a mapping. Or, validate the mapplet as a rule.
Transformations in a mapplet can be reusable or non-reusable. If you add a Sequence Generator 
transformation to a mapplet, it must be reusable.
When you use a mapplet in a mapping, you use an instance of the mapplet. Any change made to the mapplet 
is inherited by all instances of the mapplet.
Mapplets can contain other mapplets. You can also use a mapplet more than once in a mapping or mapplet. 
You cannot have circular nesting of mapplets. For example, if mapplet A contains mapplet B, mapplet B 
cannot contain mapplet A.
You can create a mapplet manually. You can also generate a mapplet from a segment within a mapping or 
mapplet.
Mapplet Types
The mapplet type is determined by the mapplet input and output.
You can create or generate the following types of mapplet:
•Source. The mapplet contains a data source as input and an Output transformation as output.
•Target. The mapplet contains an Input transformation as input and a data source as output.
35
•Midstream. The mapplet contains an Input transformation and an Output transformation. It does not 
contain a data source for input or output.
Mapplet Input and Output
To use a mapplet in a mapping, you must configure it for input and output.
A mapplet has the following input and output components:
•Mapplet input. You can pass data into a mapplet from data sources or Input transformations or both. If 
you validate the mapplet as a rule, you must pass data into the mapplet through an Input transformation. 
When you use an Input transformation, you connect it to a source or upstream transformation in the 
mapping.
•Mapplet output. You can pass data out of a mapplet from data sources or Output transformations or both. 
If you validate the mapplet as a rule, you must pass data from the mapplet through an Output 
transformation. When you use an Output transformation, you connect it to a target or downstream 
transformation in the mapping.
•Mapplet ports. You can see mapplet ports in the mapping editor. Mapplet input ports and output ports 
originate from Input transformations and Output transformations. They do not originate from data 
sources.
Mapplet Input
Mapplet input can originate from a data source or from an Input transformation.
You can create multiple pipelines in a mapplet. Use multiple data sources or Input transformations. You can 
also use a combination of data sources and Input transformations.
Use one or more data sources to provide source data in the mapplet. When you use the mapplet in a 
mapping, it is the first object in the mapping pipeline and contains no input ports.
Use an Input transformation to receive input from the mapping. The Input transformation provides input ports 
so you can pass data through the mapplet. Each port in the Input transformation connected to another 
transformation in the mapplet becomes a mapplet input port. Input transformations can receive data from a 
single active source. Unconnected ports do not appear in the mapping editor.
You can connect an Input transformation to multiple transformations in a mapplet. You can also connect one 
port in an Input transformation to multiple transformations in the mapplet.
Mapplet Output
Use a data source as output when you want to create a target mapplet. Use an Output transformation in a 
mapplet to pass data through the mapplet into a mapping.
Use one or more data sources to provide target data in the mapplet. When you use the mapplet in a mapping, 
it is the last object in the mapping pipeline and contains no output ports.
Use an Output transformation to pass output to a downstream transformation or target in a mapping. Each 
connected port in an Output transformation appears as a mapplet output port in a mapping. Each Output 
transformation in a mapplet appears as an output group. An output group can pass data to multiple pipelines 
in a mapping.
36       Chapter 2: Mapplets

Generated Mapplets
You can generate a mapplet from a segment in a mapping or mapplet. You might want to generate a mapplet 
when a mapping or mapplet contains a connected transformation flow that you want to reuse.
The Developer tool validates the segment as a mapplet as part of the generation process. Review the rules 
and guidelines for generated mapplets to avoid validation errors.
Generated Mapplet Rules and Guidelines
Mapplet generation fails if any of the following conditions are true:
•The selected transformations are not in sequence.
•The segment contains both Read and Write transformations. However, a segment can include multiple 
Read or multiple Write transformations.
•The segment includes nonreusable Sequence Generator transformations, Input transformations, Output 
transformations, or transformations containing set operations.
•The selected segment does not include all transformations in a pipeline branch.
•The first and last transformations in a segment contain dynamic fields.
•The segment includes incoming run-time links to the first transformation or outgoing run-time links from 
the last transformation.
•The segment consists of a single parameterized Read, Write, or Lookup transformation.
Generating a Mapplet
Generate a mapplet from a segment containing connected transformations. The segment can contain Read, 
Write, or midstream transformations.
1. Open the mapping or mapplet that contains the segment you want to generate into a mapplet. 
2. Select the transformations to include in the mapplet. 
3. Right-click one of the selected transformations, and select Extract Mapplet. 
The following image shows a mapping with four transformations selected:
The generation process validates the segment and reports any validation errors.
Generated Mapplets       37

4. Browse to the Mapplets node you want to generate the mapplet in. 
The Developer tool generates the mapplet in the Mapplets node within the current project by default.
5. Click Finish. 
The mapplet replaces the transformations selected in the original mapping or mapplet. The tool adds 
Input or Output transformations to the mapplet based on whether the segment contains Read, Write, or 
midstream transformations.
The following image shows the selected transformations replaced by the mapplet:
Note that you must explicitly save the modified mapping or mapplet to replace the selected transformations 
with the mapplet. To return the mapping or mapplet to its original state, select File > Undo three times.
Rule Specifications and Mapplets
A rule specification is a Model repository object that uses business logic to describe transformation 
operations. Users create rule specifications in Informatica Analyst. You can add a rule specification to a 
mapping in the same way that you add a mapplet to a mapping.
You can also add a rule specification to a mapplet and deploy a rule specification from the Developer tool as 
a web service.
An Analyst tool user can generate one or more mapplets from a rule specification. Each mapplet contains 
transformations that represent the rule specification logic. When you run a mapping that contains either the 
rule specification or the corresponding mapplet, you get the same results.
You can edit a mapplet that a user generates from a rule specification in the same way as any mapplet that 
you create in the Developer tool. You cannot edit a rule specification in the Developer tool. Add a rule 
specification to a mapping when you want the mapping to apply the logic that the rule specification 
represents. Add the corresponding mapplet to a mapping when you want to use or update the mapplet logic 
independently of the rule specification.
38       Chapter 2: Mapplets
Rules and Guidelines for Rule 
•A rule specification contains a primary rule set and optionally contains additional rule sets. The primary 
rule set represents the complete logic of the rule specification. Additional rule sets define discrete data 
analysis operations and provide outputs that other rule sets can read.
The mapplet that represents the primary rule set has the same name as the rule specification.
•If you rename a rule specification in the Developer tool, the Analyst tool displays the name when the user 
opens the rule specification. If you rename the mapplet for the primary rule set, you do not change the rule 
specification name.
•If an Analyst tool user adds, deletes, or edits an input in a rule specification, the user breaks all input links 
to other objects in a mapping. If an Analyst tool user adds, deletes, or edits an output in a rule 
specification, the user breaks all input links to other objects in a mapping. The edits that break the links 
include changes to the name, precision, or data type of an input or output. Update the links in any mapping 
that uses the rule specification.
If an Analyst tool user updates the business logic in a rule specification but does not alter the inputs or 
outputs, the input and output links do not break. The changes that the user makes are available to the 
mapping when the user saves the rule specification.
Rule Specification Properties
A rule specification has properties that you can view and edit in the Developer tool. Use the properties to 
review descriptive metadata for the rule specification name. You can also use the properties to determine the 
number of output ports that the rule specification generates for downstream mapping objects.
To view the properties, open a mapping that contains the rule specification and select the rule specification 
icon. Then, select the Properties tab in the mapping.
The tab displays the following views:
General
The general properties contain the name and description of the rule specification instance.
If you update the rule specification name or description in a mapping, the changes that you make apply 
in the current mapping only.
Properties
The properties include the rule specification name that appears in the General view. The properties also 
specify any date range that an Analyst tool user set for the rule specification. The date range indicates 
the interval during which the rule specification is valid for use.
Note: You can select or clear an option to allow an output for each child rule in the rule specification. A 
child rule is a rule set in the rule specification. When you select the option, the Developer tool adds an 
output port for each rule set to the rule specification in the mapping. The option is clear by default. 
Select the option to make available the rule set outputs to downstream objects in the mapping.
Ports
The port properties list the input and output ports on the rule specification instance. The port properties 
display the name, data type, precision, and scale of each port. You can optionally add a description to a 
port. The description applies to the port in the current rule specification instance.
Run-time Linking
The run-time linking properties determine now the rule specification ports link to other objects in a 
dynamic mapping.
Rule Specifications and Mapplets       39
Advanced
The advanced properties include the tracing level setting. The tracing level defines the amount of detail 
that appears in the log for the rule specification. You can choose terse, normal, verbose initialization, or 
verbose data. The default value is normal.
Creating a Mapplet
Create a mapplet to define a reusable object containing a set of transformations that you can use in multiple 
mappings.
1. Select a project or folder in the Object Explorer view. 
2. Click File > New > Mapplet. 
3. Enter a mapplet name. 
4. Click Finish. 
An empty mapplet appears in the editor.
5. Add mapplet inputs, outputs, and transformations. 
Mapplet Validation
You can validate a mapplet before you add it to a mapping. You can also validate a mapplet to use as a rule 
in a profile.
Validating a Mapplet
Validate a mapplet before you add the mapplet to a mapping. You can also validate a mapplet as a rule to 
include in a profile.
1. Right-click the mapplet editor. 
2. Select Validate As > Mapplet or Validate As > Rule. 
The Validation Log displays any errors that occur.
Mapplet as a Rule Validation
A rule is business logic that defines conditions applied to source data when you run a profile. It is a 
midstream mapplet that you use in a profile. You can validate a mapplet that you want to use as a rule in a 
profile.
A rule must meet the following requirements:
•The rule must contain an Input and Output transformation. You cannot use data sources in a rule.
•The rule can contain Expression transformations, Lookup transformations, and passive data quality 
transformations. The rule cannot contain any other type of transformation. For example, a rule cannot 
contain a Match transformation, as it is an active transformation.
•The rule does not specify cardinality between input groups.
40       Chapter 2: Mapplets
Note: Rule functionality is not limited to profiling. You can add any mapplet that you validate as a rule to a 
profile in the Analyst tool. For example, you can evaluate postal address data quality by selecting a rule 
configured to validate postal addresses and adding it to a profile.
Mapplet Validation       41

Chapter 3
Mapping Parameters
This chapter includes the following topics:
•Mapping Parameters Overview, 42
•System Parameters, 43
•User-Defined Parameters, 44
•Where to Create User-Defined Parameters, 46
•Where to Assign Parameters, 46
•Parameters in Mappings, 55
•Parameters in Mapplets, 57
•Parameters in Logical Data Objects, 59
•Parameters in Virtual Table Mappings, 60
•Parameter Sets , 60
•Parameter Files, 61
•How to Configure Parameters, 66
Mapping Parameters Overview
A mapping parameter represents a constant value that you can change between mapping runs. Create 
parameters to rerun a mapping with different values. Use parameters to change the values of connections, 
file directories, expression components, port lists, port links, and task properties.
You can configure system parameters or user-defined parameters.
System parameters.
Built-in parameters for a Data Integration Service. System parameters define the directories where the 
Data Integration Service stores log files, cache files, reject files, source files, target files, and temporary 
files. An administrator defines the system parameter default values for a Data Integration Service in the 
Administrator tool.
User-defined parameters.
Parameters that you define in transformations, logical data objects, mappings, and workflows. Create 
user-defined parameters to rerun a mapping with different connection, flat file, cache file, temporary file, 
expression, ports, or reference table values. 
42

You can use parameters to determine which generated ports to use in a dynamic mapping at run time. You 
can configure parameters to indicate which ports to link at run time. You can assign a parameter to change 
the data object in a Read, a Write, or a Lookup transformation.
You can override parameter values by assigning a parameter set or a parameter file to a mapping. A 
parameter set is a repository object that contains mapping parameter values. A parameter file is an XML file 
that contains parameter values. When you run a mapping with a parameter set or a parameter file, the Data 
Integration Service uses the parameter values defined in the parameter set or parameter file. These values 
override the default parameter values you configured in the transformation, the mapping, the mapplet, or the 
workflow.
For more information about workflow parameters, see the Informatica Developer Workflow Guide.
R T:
•“Parameters in Dynamic Mappings” on page 112
System Parameters
System parameters are constant values that define the directories where the Data Integration Service stores 
cache files, reject files, source files, target files, log files, and temporary files.
Define the values of some of the system parameters in the execution options for the Data Integration Service. 
An Administrator can update the values from the Administrator tool. The Data Integration Service determines 
the values of other system parameters at run time. You cannot override system parameter values in a 
parameter file or a parameter set.
You cannot create system parameters. The Developer tool provides a pre-defined list of system parameters 
that you can assign to a data object or transformation in a mapping. For example, when you create an 
Aggregator transformation, the cache directory system parameter is the default value assigned to the cache 
directory field in Informatica Administrator. If you want to use a different cache directory location, create a 
user-defined parameter and configure a default parameter value.
The Analyst tool displays the file path of system parameters in the following format: 
$$[Parameter Name]/
[Path]
. For example, 
"$$SourceDir/ff_dept.txt."
The following table describes the system parameters:
System Parameter Type Description
CacheDir String Default directory for index and data cache files.
LogDir String Default directory for Mapping task log files.
RejectDir String Default directory for reject files.
SourceDir String Default directory for source files.
TargetDir String Default directory for target files.
TempDir String Default directory for temporary files.
ApplicationName String Name of the application
System Parameters       43

System Parameter Type Description
ExecutionEnvironment String Hadoop or Native environment.
MappingName String Name of the mapping that is running.
MappingRunStartTime Date/time The start time of the mapping that is running.
ServiceName String The Data Integration Service name.
UserName String Name of the user that is running the mapping.
User-Defined Parameters
User-defined parameters represent constant values that you can change between mapping runs.
For example, you create a mapping that processes customer orders. The mapping reads customer 
information from a relational table that contains customer data for one country. You want to use the mapping 
for customers in the United States, Canada, and Mexico. Create a user-defined parameter that represents the 
connection to the customers table. Create three parameter sets that set the connection name to the U.S. 
customers table, the Canadian customers table, and the Mexican customers table. Run the mapping with a 
different parameter set for each mapping run.
You can create the following types of parameters:
Connection parameters
Informatica connection names.
Date/time parameters
Dates.
Expression
An expression that defines a join condition, a filter expression, or a lookup condition.
Input Linkset
A set of ports to link in the Run-time Linking dialog box.
Numeric parameters
Integer, bigint, decimal, and double parameters.
Port
Name of a single port. You can use the port parameter in the Rank port of the Rank transformation.
Port List
A list of ports to include a group. You can use a port list parameter in the Aggregator transformation or 
the Rank transformation, for example.
Resource
The table, view, or synonym name of a relational data object. When the resource name is parameterized, 
then the Data Integration Service uses the parameter value in the runtime query to fetch the object.
44       Chapter 3: Mapping Parameters
Sort List
A list of ports to sort with a Sorter transformation. The list includes the port name and an indicator for 
ascending or descending sort sequence.
Sort Key List
A list of ports to sort with order keys in an Expression transformation configured for windowing. This list 
includes the port name and an indicator for ascending or descending sort sequence.
String
String parameters represent flat file names, directories, table names or run-time properties. Define string 
parameters with a precision of 32768 characters or less.
When you create a parameter, you cannot include a dollar sign ($) as the leading character in the parameter 
name.
When you use a parameter to set a property value, you must use the correct parameter type for the property. 
For example, you cannot use a connection type parameter for a target file name. You must use a numeric 
parameter type if you are using the parameter in a numeric expression.
In relational data objects, you do not need to escape the dollar sign ($) in SQL overrides, filter conditions, join 
conditions. The Data Integration Service treats a field that begins with a dollar sign in an SQL statement as a 
parameter.
A parameter cannot contain a series of values. If you provide a series of values in a parameter, the Data 
Integration Service treats the parameter values as a single string value.
For example, you have the parameters $IndexParameter1 (value 2) and $IndexParameter2 (value1, value2, 
value3). You include these parameters in the expression INDEXOF as:
INDEXOF($IndexParameter1,'value1','value2','value3')
The Data Integration Service returns the value 0 instead of the value 2.
Date/Time Parameters
You can create date parameters and use the parameters in expressions.
You must define a date parameter in one of the following formats:
MM/DD/RR
MM/DD/YYYY
MM/DD/YYYY HH24:MI
MM/DD/RR HH24:MI
MM/DD/RR HH24:MI:SS
MM/DD/YYYY HH24:MI:SS
MM/DD/RR HH24:MI:SS.NS
MM/DD/YYYY HH24:MI:SS.NS
User-Defined Parameters       45
Where to Create User-Defined Parameters
You can create user-defined parameters in flat file data objects, transformations, custom data objects, 
mapplets, mappings, and workflows. After you create the parameters, you can assign the parameters to 
fields such as conditions, expressions, connections, directories, and file names.
When you create a parameter for a transformation, a logical data object, a mapplet, a mapping, or a workflow, 
the parameter applies to that object. For example, you create a parameter in a transformation. Then you add 
the transformation to a mapplet. You can either use the default parameter value from the transformation or 
you can create a mapplet parameter to override the transformation parameter value.
To override the transformation parameter default value, bind the mapplet parameter to the transformation 
parameter. Change the default value for the mapplet parameter. You can override the mapplet parameter with 
a mapping parameter.
The following list shows where you can create parameters:
Workflow parameters
    Mapping parameters
        Mapplet parameters
            Logical data objects
                Transformation/data object parameters
You can set workflow parameter values and mapping parameter values at run time by configuring the 
parameter values in a parameter set or a parameter file.
You can create parameters at the same time that you assign parameters to fields and properties. When you 
assign a parameter to a field, you can create the parameter to use. You can also browse for a parameter that 
you created previously.
Note: When you create parameters on the Parameters tab, do not include a leading dollar sign ($) in the 
parameter name.
Maintain user-defined parameters on the Parameters tab of a transformation or of a data object. A mapping, 
mapplet, workflow, or logical data object also has a Parameters tab. You can add, change, and delete 
parameters on the Parameters tab.
You can also access parameters directly from the Outline view, which shows where parameters are used, 
defined, and bound. When you click on a parameter in the Outline view, the parameter properties appear on 
the Parameters tab.
Where to Assign Parameters
You can assign user-defined parameters and system parameters to fields. You must create the user-defined 
parameters before you can assign them to fields.
You can parameterize some properties in objects and transformations. If you can assign a parameter to a 
property, the option appears when you configure the property value.
You can parameterize properties of a reusable or nonreusable transformations. When you add a reusable 
transformation to a mapping, you can override the default value with a mapping parameter. If you 
parameterize a nonreusable transformation, the parameters are mapping parameters.
The Read and Write transformations are nonreusable transformations that you create from physical data 
objects. You can parameterize the physical data objects that you create the transformations from. You can 
also assign parameters to some properties in Read and Write transformations.
46       Chapter 3: Mapping Parameters

The following table lists the objects and the fields where you can assign parameters:
Object Field
All transformations Link resolution order
Association transformation Cache file directory
Cache file size
Address Validator transformation Casing style
Default country
Geocode data type
Global maximum field length
Line separator
Maximum result count
Optimization level
Standardize invalid addresses
Aggregator transformation Cache directory
Expression elements. Not the full expression.
Group By
Bad Record Exception transformation Lower Threshold
Upper Threshold
Case Converter transformation Reference table.
Consolidation transformation Cache file directory
Cache file size
Customized data object Connection
Data object
Owner
SQL Query elements
Table name
Decision transformation Decision script.
Duplicate Record Exception transformation Cache file directory
Lower Threshold
Upper Threshold
Expression transformation Expression elements. Not the full expression.
Port selector
Sort key list. Windowing only.
Filter transformation Filter condition elements
Filter condition. Full expression.
Where to Assign Parameters       47

Object Field
Flat file data object Control file directory
Control file name
Connection name
Default scale
Flat file delimiter
Merge file directory
Source file directory
Source file name
Output file name
Output file directory
Reject file directory
Target directory
Joiner transformation Cache directory
Join condition elements
Port selector
Key Generator transformation Cache file directory
Cache file size
Labeler transformation Reference table
Lookup transformation not including the 
physical data objects for the lookup source
Data object. Nonreusable transformation.
Dynamic port rules. Nonreusable transformation.
Lookup condition. Full expression, nonreusable transformation.
Port selector. Nonreusable transformation.
Mapping Hive version
Run-time environment
Maximum parallelism
Match transformation Cache directory on the Match Output tab
Cache directory on the Match Type tab
Index directory on the Match Type tab
Persistence method
Threshold
Nonrelational data object Connection
Rank transformation Cache directory
Expression elements. Not the full expression.
Group by ports
Rank port
Read transformation Connection
Data object
Owner name. Relational only.
Resource/table name. Relational only.
48       Chapter 3: Mapping Parameters

Object Field
Relational Data Object Filter condition elements
Join condition elements
PreSQL query elements
PostSQL query elements
SQL override elements
Router transformation Group filter condition elements.
Group filter condition. Full expression.
Sorter transformation Sort key
Group by
Work directory
SQL transformation Connection
Standardizer transformation Reference table
Token Parser transformation Reference table
Update Strategy transformation Update strategy expression elements.
Update strategy expression. Full expression.
Write transformation Data object
Link resolution order
Reject directory
Reject file name
Parameters in Expressions
You can configure parameters in expressions or conditions in transformations, such as the Aggregator 
transformation, Lookup transformation, Expression transformation, and the Filter transformation.
For example, configure a filter condition in the Filter transformation. Choose the ports and the parameters to 
include in the condition. Select the system parameters or the user-defined parameters to include in the filter 
condition.
The following image shows a Filter condition that includes the Employee port and the Employee_Filter 
parameter:
Where to Assign Parameters       49

You can use parameters in expressions in the same arguments that accept port names as arguments. You 
cannot use a parameter to replace a constant argument in an expression.
For example, consider the TO_DECIMAL expression that converts a string to a decimal value:
TO_DECIMAL( value [, scale] )
The scale argument must be a constant value in the expression.
The following valid expression contains a constant argument for scale:
TO_DECIMAL( Input_Port,10 )
The following expression is not valid because it contains a user-defined parameter for the scale argument :
TO_DECIMAL( Input_Port,$Scale_Param )
A parameter cannot contain another parameter. For example, if you configure Parameter1 and Parameter2 in 
a transformation, you cannot set the default value of Parameter1 to $Parameter2. If you nest the parameters, 
the mapping fails with a validation error at runtime.
50       Chapter 3: Mapping Parameters

Expression Parameters
You can configure an expression parameter type. An expression parameter is a parameter that contains a 
complete expression. You can use an expression parameter in a Filter transformation and a Lookup 
transformation.
Define an expression parameter in the Expression Editor. Select Specify by Parameter to indicate that the 
complete expression is parameterized.
The following image shows the Specify by Parameter option for the filter condition:
When you use an expression parameter, you can create the expression parameter or you can select an 
existing expression parameter to use in the transformation. An expression parameter can contain ports, 
operators, and constants. It cannot contain other parameters.
For example, in a Filter transformation you might create a filter expression parameter with the following 
default value: 
EmployeeID > 100
. In the mapping, you might create a different expression parameter with the 
following default value: 
Dept < 2000
. If you bind the mapping parameter to the transformation parameter, 
you can override the mapping expression parameter at run time. You might create expression parameters 
with different port names and operators for dynamic mappings.
Parameters in SQL Statements
You can include parameters in SQL statements that you add to relational data objects or to Lookup 
transformations.
The following image shows how you can parameterize an SQL query that reads from a relational source:
Where to Assign Parameters       51

The Data Integration Service escapes the data in each parameter with a single quote (') when it expands a 
query. For example, you might have a SQL statement with a date parameter called $date_parm:
select * from <table_name> where <date_port> >$date_parm
The query might expand to 
select * from <table_name> where <date_port> > '01/31/2000 00:00:00' 
Do not use a single quote in the default value for a parameter. You might get unexpected results.
A parameter name cannot contain a period (.) . An SQL query is not valid if it has a parameter that contains a 
period. For example, the following SQL statement has a parameter name that contains a period:
SELECT $tname.ID,"MY_SOURCE"."NAME" FROM "MY_SOURCE" where FIELDX=1
When you validate the query, the Data Integration Service returns an error that it cannot find the tname.ID 
parameter.
Parameters in Custom Queries for Hive Sources
When you use a string parameter in a SQL override, a join expression, or a filter query for a Hive source, you 
need to add quotes around the parameter reference if the parameter represents a literal value. You can use 
single or double quotes. This requirement is for Hive sources in mappings that run in the native execution 
environment or in the Hadoop execution environment.
For example, you need to create a filter that selects Hive source rows with a specific department name. You 
create a string parameter that represents the department name. You assign a default value of R&D for the 
department name parameter.
The following image shows the string parameter:
52       Chapter 3: Mapping Parameters

When you use the parameter in a filter query for a Hive source, you must include quotes around the 
parameter name. Otherwise the mapping fails at run time with a SQL parser error.
The following image shows the filter query for the Hive source on the Query view of the Properties tab:
Note: By default, the Expression editor does not add the quotes around the parameter. You must manually 
add them.
You do not need to add single or double quotes around the parameter name if the parameter contains a 
column name or a sub query name.
The following image show a string parameter with a default value that is a column name:
The following image shows a filter query that uses the parameter:
Where to Assign Parameters       53

Parameters for Relational Table Resources
You can parameterize the resource name, the table owner, and the connection for a Read transformation. The 
resource is the table, view, or synonym name of the relational data object.
You might parameterize the resource name if you need to process multiple tables from the same database in 
a dynamic mapping.
Select the Read transformation in the mapping. In the Run-time tab of the Properties view, click the Value 
column to assign a parameter for a connection, table owner, or resource.
The following image shows where to assign the parameters for the connection, the resource name, and the 
table owner for the Read transformation:
Parameters for Fields and Property Values
You can configure parameters for some field or property values in transformations and physical data objects.
You can configure connection names for relational data objects, customized data objects, and Lookup 
transformations. In a flat file data object, you can configure parameters for input and output file directories 
and the reject file directory. You can also configure a parameter to change the flat file delimiter type.
The following image shows the parameter for the flat file delimiter on the Advanced tab of the physical data 
object:
54       Chapter 3: Mapping Parameters

Parameters for Port Lists
You can create parameters that contain lists of ports. You can reference these parameters in transformations 
such as the Sorter transformation, Rank transformation, Joiner transformation, and Expression 
transformation.
You can configure the following types of parameters that contain multiple port names:
Port list
A list of port names separated by commas. A port list parameter has the following syntax: 
Port1,Port2,Port3
Sort list
A list of port names and the sort type for each port. The sort list parameter has the following syntax: 
Port1:A,Port2:A,Port3:D
Input linkset
A set of ports to link at run time. The link set parameter contains name-value pairs in the following 
syntax: 
Port1>:=Port2, Port3>:=Port4
Parameters in Mappings
If you define a parameter in a resusable transformation or data object, you can override the parameter default 
value when you add the transformation to a mapping. Configure a mapping parameter to override the 
parameter value in a specific mapping.
When you define a mapping parameter, you can bind the mapping parameter to a specific transformation 
parameter. The mapping parameter value overrides the default parameter value in the transformation.
When you bind a mapping parameter to a transformation parameter, the parameters must be the same type. 
The mapping parameter name does not have to be the same as the transformation parameter name.
You can use a parameter set or a parameter file to set the mapping parameter values at run time. You cannot 
set transformation parameter values with a parameter set or parameter file. You must configure mapping 
parameters if you want to change parameter values at run time.
Use one of the following methods to define mapping parameters:
Parameters in Mappings       55
Define mapping parameters on the Parameters tab of the mapping Properties view
On the mapping Parameters tab, you can manually enter each parameter name, the parameter attributes, 
and the default value. You can bind these parameters to transformation parameters whenever you add a 
transformations to the mapping. You can update the mapping parameters on the mapping Parameters 
tab. You can also view and access the parameter in the Outline view.
Add mapping parameters from transformation parameters
After you add a transformation to a mapping, you can create a mapping parameter directly from the 
transformation Parameters tab. You can expose the transformation parameter as a mapping parameter. 
The Developer tool creates a mapping parameter that has the same name and type as the 
transformation parameter.
Add parameters to a nonreusable transformation
If you create a transformation in a mapping, the transformation is a nonreusable transformation. If you 
parameterize any of the transformation properties, you create mapping parameters instead of 
transformation parameters.
Parameter Instance Value
When you add a reusable transformation with parameters to a mapping, you can configure the instance value 
for each parameter in the transformation.
The instance value is the parameter value for a specific mapping. You can set the instance value to a default 
value, a specific value, or to a mapping parameter value.
A mapping parameter or a mapplet parameter can override the default value of the transformation parameter. 
Select a mapping parameter or a mapplet parameter and bind the parameter to the transformation 
parameter.
Set the instance value on the transformation Parameters tab in the Properties view.
Choose one of the following options for the Instance Value:
Expose as mapping parameter
Create a mapping parameter with the same attributes as the transformation parameter and bind the 
mapping parameter to the transformation parameter in the same step. If you click the Expose as 
Mapping Parameter button a second time, and the transformation parameter is already bound to 
mapping parameter, the Developer tool does not change the mapping parameter.
Parameter
Browse for and select a mapping parameter to bind to the transformation parameter. You can also 
create a mapping parameter and bind it to the transformation parameter. When you create the mapping 
parameter and bind it, you are performing the same task as the Expose As Mapping Parameter option. 
However, when you manually create the mapping parameter, you can configure a different name than the 
transformation parameter.
Use default
Use the default value from the transformation parameter. Skip binding a mapping parameter to the 
transformation parameter.
Value
Enter a default parameter value to use in the mapping. Skip binding a mapping parameter to the 
transformation parameter.
56       Chapter 3: Mapping Parameters
Parameters in Mapplets
You can bind a mapplet parameter to a parameter in a data object or in a transformation that is in the 
mapplet.
When you define a mapplet parameter, you can bind the mapplet parameter to a specific transformation 
parameter. The mapplet parameter value overrides the default parameter value in the transformation. When 
you bind a mapplet parameter to a transformation parameter, the parameters must be the same type. The 
mapplet parameter name does not have to be the same as the transformation parameter name. You can bind 
a mapplet parameter to more than one transformation parameter.
Use one of the following methods to define mapplet parameters:
Define mapplet parameters on the Parameters tab of the mapplet Properties view
On the mapplet Parameters tab, you can manually enter each parameter name, parameter attributes, and 
default value. After you define a parameter, you can view and access the parameter in the Outline view.
Add mapplet parameters from transformation parameters
After you add a transformation to a mapplet, you can create the mapplet parameter directly from the 
transformation Parameters tab.
Parameter Instance Values in Mapplets
When you add a reusable transformation with transformation parameters to a mapplet, you can set the 
instance value for each parameter. The instance value of the parameter is the parameter value in a specific 
mapplet.
After you add the transformation to a mapplet, set the instance value on the transformation Parameters tab.
Choose one of the following options for the Instance Value:
Expose as mapplet parameter
Create a mapplet parameter with the same attributes as the transformation parameter. Bind the mapping 
parameter to the transformation parameter in the same step.
Parameter
Bind a mapplet parameter to the transformation parameter. You can browse for and select a mapplet 
parameter to bind to the transformation parameter. You can also create a mapplet parameter and bind 
that parameter to the transformation parameter. When you create a mapplet parameter and bind it, you 
are performing the same task as the Expose As Mapplet Parameter option. However, when you manually 
create the mapplet parameter, you can configure a different name than the transformation parameter 
and you can set a different default value.
Use default
Use the default value from the transformation parameter. Skip binding a mapplet parameter to the 
transformation parameter.
Value
Enter a different default parameter value to use in the mapplet. Skip binding a mapplet parameter to the 
transformation parameter.
Parameters in Mapplets       57

Mapplet Parameters in Mappings
When you add a mapplet with mapplet parameters to a mapping, you can set the instance values for the 
mapplet parameters. The instance value of a mapplet parameter is the parameter value for a specific 
mapping.
Set the instance value on the mapplet Parameters tab in the Properties view.
Choose one of the following options for the Instance Value:
Expose as mapping parameter
Create a mapping parameter with the same attributes as the mapplet parameter. Bind the mapping 
parameter to the mapplet parameter in the same step.
Parameter
Bind a mapping parameter to the mapplet parameter. You can browse for and select a mapping 
parameter to bind to the mapplet parameter. You can also create a mapping parameter and bind it to the 
mapplet parameter . When you create a mapping parameter and bind it, you are performing the same 
task as the Expose As Mapping Parameter option. However, when you manually create the mapping 
parameter, you can configure it with a different name and default value than the mapplet parameter.
Use default
Use the default value from the mapplet parameter. Skip binding a mapping parameter to the mapplet 
parameter.
Value
Enter a default parameter value to use in the mapping. Skip binding a mapping parameter to the mapplet 
parameter.
Parameters in Mapplets Example
You can define mapplet parameters and override them with mapping parameters.
You might define an SQL transformation that returns customer data from a Customer table. You add the SQL 
transformation to a mapplet and parameterize the run-time connection.
You then add the mapplet to mappings that retrieve customer data from different databases. You define a 
mapping parameter in each mapping to override the default connection from the mapplet parameter.
The following table lists the connection parameters that you might create for the mapplet and for the 
mappings:
Object Name Object Type Parameter Name Parameter Default Value
mp_Get_Customer Mapplet mp_cust_connection Oracle_Default
m_billing_mapping Mapping m_acctg_connection Oracle_AcctDB
m_order_fill_mapping Mapping m_shipping_connection Oracle_Warehouse
m_cust_main_mapping Mapping m_master_connection Oracle_Cust_Mast
The mapplet, mp_Get_Customer, has a connection parameter called mp_cust_connection. The parameter has 
Oracle_Default as the default connection name. This connection might reference a test database, for 
example.
58       Chapter 3: Mapping Parameters

Each mapping has a connection parameter that overrides the mp_cust_connection parameter. Each mapping 
connects to the accounting, the warehouse, or the customer master database.
You must bind each mapping parameter to the mapplet parameter to override the default value. To change 
the value of the mapping parameters at runtime, you can configure a parameter set or a parameter file.
Parameters in Logical Data Objects
You can include parameters in logical data objects. You can use them in transformations and in the Read and 
Write mappings.
A logical data object can have a Read mapping and a Write mapping. A Read or Write mapping can contain 
transformations that use parameters. You can bind the reusable transformation parameters to parameters in 
the Read or Write mapping.
For example, a logical data object has a Read mapping that contains an Expression transformation. The 
Expression transformation has a parameter that defines a decimal value in an expression. The default value 
is 100.
When you add the Expression transformation to the Read mapping, you might want to use a different 
parameter value. You can create a parameter at the Read mapping level to override the transformation 
parameter. Click Expose as Mapping Parameter to create a duplicate parameter in the Read mapping. The 
Developer tool binds the duplicate parameter to the transformation parameter.
The following image shows the Parameters tab for the Expression transformation in the Read mapping:
To view the duplicate parameter, select the logical data object in the Outline view. You can change the 
parameter default value at the Read mapping level.
When you add the logical data object to a mapplet or mapping, you can override the Read mapping 
parameter. Create a duplicate parameter in the mapplet or the mapping. Change the default value of the 
duplicate parameter.
Parameters in Logical Data Objects       59

Parameters in Virtual Table Mappings
A virtual table mapping defines the data flow between sources and a virtual table in an SQL data service. A 
virtual table mapping can contain parameters, but you cannot use a parameter file or a parameter set to 
override the parameter default values.
A virtual table mapping might contain reusable transformations or mapplets that contain parameters. You 
can bind mapping parameters to the transformation or mapplet parameters in a virtual table mapping.
However, when a virtual table mapping contains parameters, the Data Integration Service applies the default 
parameter values from the mapping level. The Data Integration Service cannot bind values from a parameter 
file or from a parameter set to parameters in a virtual table mapping.
You can use a parameterized source that is connected to a virtual table mapping. The mapping uses the 
default parameter value.
Parameter Sets
A parameter set is an object in the Model repository that contains a set of parameters and parameter values 
to run mappings and workflows.
When you create a parameter set, you choose a mapping or workflow to use the parameters. After you 
choose a mapping or workflow, you can manually enter parameters in the parameter set or you can select 
parameters that are already in the repository for the mapping or the workflow.
You can use parameter sets for different situations. For example, you might use a specific parameter set 
when you run a workflow in a test environment.
You use a parameter set with a mapping, Mapping task, or workflow. You can add one or more parameter 
sets to an application when you deploy the application. You can add a parameter set to multiple applications 
and deploy them. To use a parameter set with a workflow or mapping, you must add the parameter set to the 
application when you deploy the workflow or mapping.
The following image shows a parameter set that contains parameters for two mappings:
The parameter set contains the following information:
60       Chapter 3: Mapping Parameters
Object Name
The name of the mapping, mapplet, or workflow that contains the parameter definition.
Parameter Name
The name of the parameter in the mapping, mapplet, or workflow.
Value
The value of the parameter to use at runtime. The value of the parameter in the parameter set overrides 
the parameter value in the mapping or workflow.
Type
The type of the parameter. Example parameter types include strings, numeric types, connections, port 
lists, sort lists, and date\time parameters.
Run Mappings with Parameter Sets from infacmd
You can deploy a mapping as an application and include a parameter set in the application. You can then run 
the deployed application and use the parameter set.
After you deploy the mapping, you can run the deployed mapping with the parameter set from the command 
line. If you need to use different parameter sets, you can deploy more than one parameter set in the 
application. When you run the mapping you can specify which parameter set to use.
After the application is deployed, you can add parameter set entries with the infamcd 
addParameterSetEntries
 command. You can update parameter set entries with the infacmd 
updateParameterSetEntries
 command.
For more information about using parameter sets with infacmd, see the Informatica Command Reference.
Parameter Files
A parameter file is an XML file that lists user-defined parameters and their assigned values. Parameter files 
provide the flexibility to change parameter values each time you run a mapping from the command line.
The parameter values define properties for a mapping or a mapplet. The Data Integration Service applies 
these values when you run a mapping from the command line and specify a parameter file.
You can define mapping parameters and workflow parameters in a parameter file. You cannot define system 
parameter values in a parameter file.
You can define parameters for multiple mappings in a single parameter file. You can also create multiple 
parameter files and then use a different file each time you run a mapping. The Data Integration Service reads 
the parameter file at the start of the mapping run to resolve the parameters.
You can export a parameter file from the Developer tool. Export the file from the mapping or the workflow 
Parameters tab. The Developer tool generates a parameter file that contains the mapping or workflow 
parameters and the default parameter values. You can specify the parameter file name and choose where to 
save the file.
You can also use the infacmd ms ListMappingParams command to list the parameters used in a mapping 
with the default values. You can use the output of this command as a parameter file template.
Use the ms RunMapping command to run a mapping with a parameter file.
Note: Parameter files for mappings and workflows use the same structure. You can define parameters for 
deployed mappings and for deployed workflows in a single parameter file.
Parameter Files       61

Parameter File Structure
A parameter file is an XML file that contains at least one parameter and its assigned value.
The Data Integration Service uses the hierarchy defined in the parameter file to identify parameters and their 
defined values. The hierarchy identifies the mapping, mapplet, or workflow that uses the parameter.
You define parameter values within a project or application top-level element. A project element defines 
parameter values to use when you run a specific mapping in the project in any deployed application. A project 
element also defines the parameter values to use when you run any mapping that uses the objects in the 
project. An application element defines parameter values to use when you run a specific mapping in a 
specific deployed application. If you define the same parameter in a project top-level element and an 
application top-level element in the same parameter file, the parameter value defined in the application 
element takes precedence.
The Data Integration Service searches for parameter values in the following order:
1. The value specified within an application element.
2. The value specified within a project element.
3. The parameter default value.
A parameter file must conform to the structure of the parameter file XML schema definition (XSD). If the 
parameter file does not conform to the schema definition, the Data Integration Service fails the mapping run.
On the machine that hosts the Developer tool, the parameter file XML schema definition appears in the 
following directory:
<Informatica Installation Directory>\clients\DeveloperClient\infacmd\plugins\ms
\parameter_file_schema_1_0.xsd
On the machine that hosts Informatica Services, the parameter file XML schema definition appears in the 
following directory:
<Informatica Installation Directory>\isp\bin\plugins\ms\parameter_file_schema_1_0.xsd
Project Element
A project element defines the parameter values to use when you run a specific mapping in the project in any 
deployed application. A project element also defines the parameter values to use when you run any mapping 
that uses the objects in the project.
The project element defines the project in the Model repository that contains objects that use parameters. 
The project element can include a workflow or mapping. You cannot include a transformation or data source 
in the project..
The following table describes the elements that a project element can contain:
Element 
Name
Description
folder Defines a folder within the project. Use a folder element if objects are organized in multiple folders 
within the project.
A folder element can contain a dataSource, mapping, mapplet, or transformation element.
mapping Defines a mapping within the project that uses parameters. A mapping element contains one or more 
parameter elements that define parameter values for the mapping or for any non-reusable data object, 
non-reusable transformation, or reusable Lookup transformation in the mapping that accepts 
parameters.
62       Chapter 3: Mapping Parameters
When you run a mapping with a parameter file that defines parameter values in a project top-level element, 
the Data Integration Service applies the parameter values to the specified mapping.
For example, you want the Data Integration Service to apply parameter values when you run mapping 
"MyMapping".
<project name="MyProject">
  <!-- Apply this parameter value to mapping "MyMapping" in project "MyProject". -->
  <mapping name="MyMapping">
    <parameter name ="MyMapping_Param">Param_value</parameter>
  </mapping> 
</project>
Application Element
An application element provides a run-time scope for a project element. An application element defines the 
parameter values to use when you run a specific mapping in a specific deployed application.
An application element defines the deployed application that contains objects that use parameters. An 
application element can contain a mapping element that defines a mapping in the deployed application that 
uses parameters. A mapping element contains a project element.
For example, you want the Data Integration Service to apply parameter values when you run mapping 
"MyMapping" in deployed application "MyApp." You do not want to use the parameter values when you run 
the mapping in any other application or when you run another mapping in project "MyProject." Define the 
parameters within the following elements:
<application name="MyApp">
  <mapping name="MyMapping">
    <project name="MyProject">
      <mapping name="MyMapping">
        <parameter name ="MyMapping_Param">Param_value</parameter>
      </mapping>      
    </project>
  </mapping>
</application>
Rules and Guidelines for Parameter Files
Certain rules and guidelines apply when you create parameter files.
Use the following rules when you create a parameter file:
•You can reference mapping-level parameters in a parameter file. You cannot reference transformation-
level parameters.
•Parameter values cannot be empty. For example, the Data Integration Service fails the mapping run if the 
parameter file contains the following entry:
<parameter name="Param1"> </parameter>
•Within an element, artifact names are not case-sensitive. Therefore, the Data Integration Service interprets 
<parameter name="SrcDir"> and <parameter name="Srcdir"> as the same application.
•A parameter that identifies a reference table must use a forward-slash (/) to separate folder names in a 
repository folder path.
Sample Parameter File
The following example shows a sample parameter file used to run mappings.
Parameter Files       63
<?xml version="1.0"?>
<root description="Sample Parameter File"
      xmlns="http://www.informatica.com/Parameterization/1.0"
      xmlns:xsi="http://www.w3.org/2001/XMLSchema-instance">
    <!--
        The Data Integration Service uses this section only when you run mapping "Map1" 
or "Map2" 
        in project "Project1" in deployed application "App1."
        This section assigns values to parameters created in mappings "Map1" and "Map2."
    -->
    <application name="App1">
        <mapping name="Map1">
            <project name="Project1">
                <mapping name="Map1">
                    <parameter name="MAP1_PARAM1">MAP1_PARAM1_VAL</parameter>
                    <parameter name="MAP1_PARAM2">MAP1_PARAM2_VAL</parameter>
                </mapping>
            </project>
        </mapping>
        <mapping name="Map2">
            <project name="Project1">
                <mapping name="Map2">
                    <parameter name="MAP2_PARAM1">MAP2_PARAM1_VAL</parameter>
                    <parameter name="MAP2_PARAM2">MAP2_PARAM2_VAL</parameter>
                </mapping>
            </project>
        </mapping>
    </application>
    <!--
        The Data Integration Service uses this section only when you run mapping "Map1" 
in 
        project "Project1" in deployed application "App2."
        This section assigns values to parameters created in the following 
objects:        
        * Mapping "Map1"
    -->
    <application name="App2">
        <mapping name="Map1">
            <project name="Project1">
                <mapping name="Map1">
                    <parameter name="MAP1_PARAM2">MAP1_PARAM2_VAL</parameter>
                </mapping>
            </project>
        </mapping>
    </application>
    <!--
        The Data Integration Service uses this section when you run any mapping that 
        includes mapplet "DS1" in project "Project1."    
        This section assigns values to parameters created in the following 
objects:        
        * Mapplet "DS1"
    -->
    <project name="Project1">
        <mapplet name="DS1">
            <parameter name="PROJ1_DS1">PROJ1_DS1_VAL</parameter>
            <parameter name="PROJ1_DS1_PARAM1">PROJ1_DS1_PARAM1_VAL</parameter>
        </mapplet>
    </project>
    <!--
        The Data Integration Service uses this section when you run any mapping that 
        includes reusable transformation "TX2", mapplet "MPLT1" in folder "Folder2", 
64       Chapter 3: Mapping Parameters

        or Mapplet "RULE1" in nested folder "Folder2_1_1" in project "Project2".    
        This section assigns values to parameters created in the following 
objects:        
        * Reusable transformation "TX2"
        * Mapplet "MPLT1" in folder "Folder2"
        * Mapplet "RULE1" in nested folder "Folder2_1_1"
    -->
    <project name="Project2">
        <transformation name="TX2">
            <parameter name="RTM_PATH">Project1\Folder1\RTM1</parameter>
        </transformation>
        <folder name="Folder2">
            <mapplet name="MPLT1">
                <parameter name="PROJ2_FOLD2_MPLT1">PROJ2_FOLD2_MPLT1_VAL</parameter>
            </mapplet>
            <folder name="Folder2_1">
                <folder name="Folder2_1_1">
                    <mapplet name="RULE1">
                        <parameter name="PROJ2_RULE1">PROJ2_RULE1_VAL</parameter>
                    </mapplet>
                </folder>
            </folder>
        </folder>
    </project>
</root>
Export a Parameter File
You can export a mapping parameter file or a workflow parameter file from the Developer tool. Define the 
parameters in the Developer tool and then export them to a file. The Developer tool creates a parameter file 
in .XML format.
You can export a parameter file that contains mapping parameters or workflow parameters. You can export 
parameters from the mapping Parameters tab or from the workflow Parameters tab. The Developer tool 
exports all the parameters from the Parameters tab.
To export a parameter file, perform the following steps:
1. Define the parameters and the parameter defaults for a mapping or a workflow.
2. On the Parameters tab of the mapping or workflow Properties, click the Export Parameter File option.
3. Enter a name for the parameter file and browse for a location to put the file.
4. Click Save.
The following image shows the Export Parameter File option on the Parameters tab for a workflow:
When you export a parameter file, the Developer tool creates a parameter file with either mapping parameters 
or workflow parameters in it. The Developer tool does not export mapping and workflow parameters to the 
same file.
Parameter Files       65
For example, when you export the workflow parameter, Workflow_Parm, the Developer tool creates the 
following parameter file:
<?xml version="1.0" encoding="UTF-8"?>
-<root version="2.0" xmlns:xsi="http://www.w3.org/2001/XMLSchema" xmlns="http://
www.informatica.com/Parameterization/1.0">
   -<project name="Orders">
      -<workflow name="Customer_Workflow">
         <parameter name="Workflow_Parm">100</parameter>
      </workflow>
   </project>
</root>
Creating a Parameter File from infacmd ms ListMappingParams
The infacmd ms ListMappingParams command lists the parameters for a mapping in a deployed application 
and the default value for each parameter. Use the output of this command to create a parameter file.
1. Run the infacmd ms ListMappingParams command to list the parameters for a mapping and the default 
value for each parameter. 
The -o argument sends command output to an XML file.
For example, the following command lists the parameters in mapping MyMapping in file 
"MyOutputFile.xml":
infacmd ms ListMappingParams -dn MyDomain -sn MyDataIntSvs -un MyUser -pd MyPassword 
-a MyApplication -m MyMapping -o MyOutputFile.xml
The Data Integration Service lists all mapping parameters with their default values.
2. If you did not specify the -o argument, you can copy the command output to an XML file and save the 
file. 
3. Edit the XML file and replace the parameter default values with the values you want to use when you run 
the mapping. 
4. Save the XML file. 
Running a Mapping with a Parameter File
Use the infacmd ms RunMapping command to run a mapping with a parameter file. The -pf argument 
specifies the parameter file name.
For example, the following command runs the mapping MyMapping using the parameter file 
"MyParamFile.xml":
infacmd ms RunMapping -dn MyDomain -sn MyDataIntSvs -un MyUser -pd MyPassword -a 
MyApplication -m MyMapping -pf MyParamFile.xml
The Data Integration Service fails the mapping when you run it with a parameter file and the parameter file is 
not valid. The Data Integration Service fails the mapping if it cannot find the parameter file or it cannot 
access the parameter file.
How to Configure Parameters
Define parameters in a transformation, a mapping, a mapplet, or a workflow.
The following image shows the process to use parameters in a reusable transformation in a mapping:
66       Chapter 3: Mapping Parameters

1. In a reusable transformation, create a parameter for a property in the transformation or for a variable in 
the Expression Editor. 
2. Add the transformation to a mapping or to a mapplet. 
3. In the transformation Parameters tab, choose how to set the parameter value in the mapping or the 
mapplet. 
•Expose the transformation parameter as a mapping parameter. Creates a duplicate of the 
transformation parameter at the mapping level.
•Bind the transformation parameter to a mapping parameter. Browse for a mapping parameter or 
manually create a mapping parameter to bind to the transformation parameter.
•Enter a specific parameter value. Enter a default value to use in the mapping run.
•Use the default value of the transformation parameter. Use the original parameter value in the 
mapping.
After you bind a mapping parameter to the transformation parameter, you can create parameter sets to 
override the mapping parameter value at run time. Run the mapping from the command line and specify 
which parameter set to use for that mapping run.
Creating a Parameter for a Transformation Property
When you assign a parameter to field or to a transformation property, you can browse for a parameter to use 
or you can create a parameter specifically for the field.
1. Navigate to the field or property that you want to update. 
2. Click the selection arrow in the Value column. 
If you can parameterize the property, the Assign Parameter option appears.
The following image shows the Assign Parameter option for the Cache Directory:
How to Configure Parameters       67

3. Click Assign Parameter. 
The Assign Parameter dialog box appears. The dialog box shows the system parameters and the user-
defined parameters that you created in the transformation.
The following image shows the Assign Parameter dialog box:
4. To create a parameter, click New. 
5. Enter the parameter name, the type, the precision, and the default value. 
The following image shows the parameter called MyCacheParameter in the Parameters dialog box:
68       Chapter 3: Mapping Parameters

6. Click OK. 
The parameter name appears in the transformation property.
The following image shows MyCacheParameter in the Aggregator transformation cache directory:
You can add, change, and delete parameters in the transformation Parameters tab.
Creating a Parameter in an Expression
You can reference the parameter in an Expression after you define the parameter. The following example 
shows how to assign a parameter to a component in a filter expression.
1. In the Filter transformation, click the Filter tab. 
The Expression Editor appears. You can select functions, ports, and parameters to create the expression.
2. Select Specify By Value to define the expression instead of using an expression parameter. 
How to Configure Parameters       69

3. On the Filter tab, click the Ports tab. 
4. Select the Amount port. On the Functions tab, select the greater than (>) function. 
The following image shows the expression that contains the Amount port and the > operator:
5. Click the Parameters tab in the Expression Editor. 
The Expression Editor lists the system parameters and the user-defined parameters.
6. Click Manage Parameters to add a parameter. 
The Parameters dialog box appears.
7. Click New. 
A dialog box appears with default parameter values.
8. Enter the parameter name, parameter type, precision, and default value. 
The following image shows the Parameters dialog box:
70       Chapter 3: Mapping Parameters

9. In the Expression Editor, click OK 
The parameter that you created appears in the parameter list.
How to Configure Parameters       71

10. Select the Min_Order_Amount parameter to add it to the expression. 
The Min_Order_Amount parameter appears in the expression.
The parameter appears in the expression with a dollar sign ($) identifier. The Min_Order_Amount default 
value is 50. If you add the transformation to a mapping without overriding the Min_Order_Parameter, the 
Filter transformation returns rows where the Amount is greater than 50.
Expose Transformation Parameters as Mapping Parameters
After you add a transformation to a mapping, you can expose a transformation parameter as a mapping 
parameter. When you expose a transformation parameter as a mapping parameter, you create a mapping 
parameter that is a duplicate of the transformation parameter.
The instance value of a parameter is the parameter value to use in a specific mapping or mapplet. When you 
expose a transformation parameter as a mapping parameter, you create a mapping parameter and bind it to a 
transformation parameter in one step. You can set mapping parameter values at run time with a parameter 
set or parameter file.
You can click Expose as Mapping Parameter one time for a transformation parameter. If you click Expose as 
Mapping Parameter and the transformation parameter is already bound to a mapping parameter, the 
Developer tool does not change the mapping parameter. The Developer tool does not create another mapping 
parameter, and it does not update the mapping parameter default value. After you create a mapping 
72       Chapter 3: Mapping Parameters

parameter, multiple objects might use the mapping parameter. If you need to change the mapping parameter 
default value, change the value in the mapping or change it at run time.
1. Open the mapping. Select the mapping in the Outline view. 
The Parameters tab appears in the Properties view.
The following image shows the Parameters tab for a Filter transformation:
2. To create a mapping parameter for the parameter, select the parameter and click Expose as Mapping 
Parameter. 
The Developer tool creates a mapping parameter with the same name and it binds it to the 
transformation parameter.
3. To update a mapping parameter, select the parameter from the Outline view. 
You can change the default mapping parameter value. You can also add mapping parameters on the 
mapping Parameters tab.
Setting the Parameter Instance Value
You can set the parameter instance value from the Instance Value column on the transformation Parameters 
tab. Set the instance value in this column if you do not want to create a duplicate mapping parameter.
You can set a transformation parameter to a default value or you can bind an existing mapping parameter to 
the transformation parameter.
1. After you add a transformation to a mapping, click the Parameters tab on the Properties view of the 
transformation. 
2. To bind a mapping parameter to a transformation parameter, perform the following steps: 
a. Click the Instance Value column for the transformation parameter. 
The Specify By dialog box appears.
b. Click Specify By Parameter. 
c. On the Assign Parameter dialog box, browse for and select a mapping parameter or a system-
defined parameter to bind to the transformation parameter. 
d. Click OK. 
How to Configure Parameters       73

The mapping parameter name appears as the parameter value in the Specify By dialog box.
e. Click OK in the Specify By dialog box. 
The mapping parameter name appears in the Instance Value column.
3. To set a default value for the transformation parameter instance, use the following steps: 
a. Click the Instance Value column for the transformation parameter. 
The Specify By dialog box appears.
b. To enter a default value, click Specify By Value and enter a default value for the instance. 
c. To use the transformation parameter default value, click Use Default. 
Creating a Parameter Set
Create a parameter set that you can use to change the runtime context for mappings and workflows.
When you create the parameter set, choose a mapping or workflow to contain the parameters. After you 
choose a mapping or workflow, you can manually enter parameters in the parameter set or you can select 
parameters.
1. In the Object Explorer view, right-click a project and click New > Parameter Set. 
2. Enter a name for the parameter set and click Finish. 
3. Drag the Properties panel down and view the grid to add the parameters to the parameter set. 
4. Click New > Mapping/Workflow. 
74       Chapter 3: Mapping Parameters

5. In the Add Parameters dialog box click Browse to find the mapping or workflow that contains the 
parameters you need to include in the set. 
A list of mappings and workflows appears.
6. Select a mapping or a workflow and click OK. 
A list of parameters from the mapping or workflow appears.
7. Select the parameters to include in the parameter set and then click OK. 
The mapping or the workflow name and the path appears in the parameter set. Each parameter that you 
selected appears beneath the object.
How to Configure Parameters       75

8. To add a parameter that is not yet in a workflow or mapping, right-click a mapping or object name and 
select Parameter insert. 
The Developer tool creates a parameter beneath the workflow or mapping. Change the parameter name, 
the value, and the type.
Note: You must add the parameter to the mapping or workflow before you use the parameter set.
76       Chapter 3: Mapping Parameters

Chapter 4
Mapping Outputs
This chapter includes the following topics:
•Mapping Outputs Overview, 77
•User-Defined Mapping Outputs, 78
•System-Defined Mapping Outputs, 81
•Persisted Mapping Outputs, 82
•Bind Mapping Outputs to Workflow Variables, 84
•Mapping Outputs In Mapplets, 85
•Mapping Outputs in Logical Data Objects, 88
•How to Configure Mapping Outputs, 88
•How to Bind Mapplet Outputs to Mapping Outputs, 97
Mapping Outputs Overview
A mapping can return mapping outputs. A mapping output is a single value that is the result of aggregating a 
field or expression from each row that the mapping processes.
A mapping output returns a value that provides information about the mapping run. For example, a mapping 
output can return the number of error rows that the mapping found. A mapping output can return the latest 
order date that the mapping processed and the total amount of all the orders.
Transformations do not receive the mapping output values. The mapping returns each mapping value when 
the mapping completes. You can pass mapping outputs to other tasks in the workflow. You can save the 
values to use as input parameters the next time a mapping runs. You can define multiple mapping outputs in 
the same mapping.
A mapping can return user-defined mapping outputs or system-defined mapping outputs.
User-defined mapping outputs
A user-defined mapping output is a numeric value or date that a mapping returns by aggregating a field 
or expression from each row in the mapping. For example, you might need to know when orders reach a 
specific threshold. You can configure the mapping to return the total order amount that the mapping 
processed. Define a mapping output called TotalOrderAmt and configure the mapping to summarize the 
Order_Amount field from every row. Define an expression or port name to aggregate in an Expression 
transformation.
77
System-defined mapping outputs
A system-defined mapping output is a built-in value that the mapping always returns whenever the 
mapping completes. The mapping returns the number of source rows, the number of target rows, and the 
number of error rows that the mapping processes. You might pass these values in workflow variables to 
another task in a workflow, such as a Notification task or an Exclusive Gateway task. You do not have to 
define a system-defined mapping output.
Perform the following tasks with mapping outputs:
Save the mapping output in the repository
You can configure a Mapping task to persist a mapping output value in the repository. You can assign a 
persisted mapping output value to a Mapping task input. For example, you can configure the mapping to 
return the latest sequence number that it generated. Persist a Last_Seq_Num mapping output in the 
repository. The next time the mapping runs, you can use Last_Seq_Num as an the starting sequence 
number.
Bind outputs to workflow variables
You can bind mapping outputs to workflow variables and then pass the values to other tasks in a 
workflow. You can bind mapping outputs from the current Mapping task run to workflow variables. You 
can also bind persisted mapping outputs from a previous Mapping task run to workflow variables in the 
current run.
User-Defined Mapping Outputs
A user-defined mapping output is a numeric value or a date that a mapping returns by aggregating a field or 
expression from each row in the mapping. Define the expression to aggregate and the data type of the result 
value.
Define the mapping output in the Outputs tab of the Properties view. Configure a name for the mapping 
output, a data type for the result, and indicate what type of aggregation to perform to return a result.
After you define the mapping output name and the output type, configure an Expression transformation in the 
mapping. In the Expression transformation, define the output expression that you want to aggregate. The 
expression can contain a port name or it can contain an expression with ports, functions, and parameters.
Outputs View
Define the mapping outputs in the Outputs view of the mapping Properties. When you define each mapping 
output, enter a mapping output name, the mapping output type, and the type of aggregation to perform.
The following image shows the mapping outputs in the Outputs tab of the mapping Properties view:
78       Chapter 4: Mapping Outputs

The Outputs view contains the following fields:
Name
The name of the output. Default is Output.
Type
The type of the mapping output. You can select a numeric type or a date/time type. Default is Integer.
Precision
The length of the mapping output field. Default is 10.
Scale
The digits to the right of the decimal in the mapping output field. Default is zero.
Aggregation Type
You can choose one of the following types of aggregation:
SUM
Returns the sum of the field or expression from each input row that the Data Integration Service 
processed.
MIN
Returns the smallest numeric value or date that the Data Integration Service processed from a 
specific field or expression in each input row.
MAX
Returns the largest numeric value or date that the Data Integration Service processed from a 
specific field or expression in each input row.
Binding
The name of a mapplet or logical data object output to bind to the mapping output. This field is blank 
unless the mapping output is returned from a mapplet instead of from an Expression transformation in 
the mapping.
Description
The description of the mapping output.
User-Defined Mapping Outputs       79

Mapping Output Expression
Configure a mapping output expression in the Mapping Outputs view of an Expression transformation. The 
mapping output expression is a field or an expression to aggregate from the rows that the Expression 
transformation receives.
Configure an Expression transformation in the mapping and include the output expressions that you want to 
aggregate. The location of the Expression transformation in the pipeline might affect the mapping output 
results depending on whether the mapping contains filters or active transformations. You can add more than 
one Expression transformation to the mapping if you need to aggregate rows in different pipelines.
The following image shows the expressions in the Mapping Outputs view of the Expression transformation:
The Mapping Outputs view has the following fields:
Outputs Name
The name of a mapping output that you created at the mapping level. You must create the mapping 
output at the mapping level first. When you add the mapping output in the Expression transformation, 
you select the output name from a list of the outputs that you have already created.
Expression
The expression to aggregate for each row in the mapping. Enter a port name or enter an expression in 
the Expression Editor. The expression result must be numeric or a date. You can use parameters in the 
expression. The Data Integration Service applies the expression for each row that the Expression 
transformation receives. Each mapping output returns one value when the mapping completes.
Note: You do not specify the type of aggregation to perform in the Expression transformation. You indicate 
the field or expression that the mapping aggregates as it processes each row.
80       Chapter 4: Mapping Outputs

System-Defined Mapping Outputs
System-defined mapping outputs are mapping outputs that each mapping generates. You do not have to 
configure the aggregation for system-defined mapping outputs. You can pass system-defined mapping 
outputs to workflow variables.
A mapping returns the following types of system-defined mapping outputs:
numberOfTargetRows
The number of rows that the mapping wrote to the target.
numberOfSourceRows
The number of rows that the mapping read from the source.
numberOfErrorRows
The number of error rows that the mapping generated.
Configure the workflow variables to assign the system-defined mapping outputs to on the Output tab of the 
Mapping task Properties view.
The following image shows the system-defined mapping outputs on the Output tab:
System-Defined Mapping Outputs       81

Persisted Mapping Outputs
You can save the mapping outputs in the repository if you run the mapping in a workflow. You can use a 
mapping output in a subsequent run of the same Mapping task. You can also assign persisted mapping 
outputs from the previous Mapping task run to workflow variables for the current Mapping task run.
Persist a mapping output in a Mapping task. A Mapping task is an instance of the mapping in a workflow with 
the mapping configuration and parameter bindings. For more information about Mapping tasks, see the 
Informatica Developer Workflow Guide.
When you click the Persistence tab in the Mapping task Properties view, the Developer tool displays all the 
mapping outputs for the mapping. To persist any mapping output, enable Persist for the mapping output and 
select the type of aggregation to perform to return a persisted value.
When the Data Integration Service persists a mapping output in the Model repository, the Data Integration 
Service saves the mapping output with the Mapping task name as a key. For example, if a workflow contains 
four mapping tasks, each running the same mapping, the Data Integration Service saves four outputs in the 
Model repository.
When you persist a mapping output, you can configure a different aggregate function for the persisted value 
than the aggregate function you defined at the mapping level. The Data Integration Service generates more 
than one mapping output value. For example, the OrderDate mapping output might contain the MIN 
OrderDate. The persisted OrderDate mapping output might contain the MAX OrderDate.
You can bind the mapping output from a Mapping task to the input parameter of the Mapping task the next 
time it runs. Feedback binding is when you configure the results from one mapping run as input to the same 
mapping the next time it runs. You must persist the mapping output in a Mapping task to use it for feedback 
binding.
An example of feedback binding is to persist the latest order date that the mapping processes. The next time 
the Mapping task runs, the input parameter to the mapping is the last date processed. The mapping can filter 
the parameter source rows to include the rows with an order date greater than the last order date processed.
The following image shows the Persistence tab on the Properties view of the Mapping task:
The Persistence tab has the following fields:
User-Defined Output
The name of a mapping output that the mapping returns.
82       Chapter 4: Mapping Outputs
Persist
Enables the Data Integration Service to persist the mapping output in the repository.
Aggregate Function
The type of aggregation to perform on the mapping output to persist. Select MIN, MAX, or SUM. The 
default is the value from the mapping output that you define in the mapping properties. You can change 
the aggregate function type of the persisted mapping output. You can persist a different value in the 
repository than the mapping output value that you pass to workflow variables.
Description
Describes the mapping output to persist in the repository.
Persisted Values Maintenance
You can list, update, and reset the persisted mapping outputs in the repository.
You can run the following infacmd commands for persisted mapping task values:
listMappingPersistedOutputs
Lists the persisted mapping outputs and their values for a Mapping task instance in a workflow.
setMappingPersistedOutputs
Updates or resets the persisted mapping outputs for a specific Mapping task instance in a workflow. 
When you reset the values, you remove the persisted values from the repository. To set mapping outputs 
enter space-separated name-value pairs of mapping outputs in the command line. To reset mapping 
outputs use the -reset option with a space-separated list of mapping outputs.
For more information about infacmds, see the Informatica Command Reference.
Persisted Mapping Outputs and Deployment
When you redeploy a workflow or you change a mapping output, you can affect the state of persisted 
mapping outputs.
Consider the following rules and guidelines for persisted mapping outputs:
•When you deploy a workflow as an application for the first time, you do not have to perform any additional 
tasks if a Mapping task has persisted mapping outputs.
•When you redeploy an application, you can choose whether to retain the state information or to discard it. 
If you choose to retain the state information, the mapping output values do not change in the repository 
when you redeploy the application. Otherwise the mapping outputs state is removed from persistence.
•The mapping outputs state is not backed up when you back up and restore a mapping or workflow.
•If you rename or recreate a mapping output, you cannot use the persisted mapping output value from a 
previous workflow run.
Persisted Mapping Outputs       83

Bind Mapping Outputs to Workflow Variables
After you add a mapping to a workflow, you can bind mapping outputs to workflow variables. You can pass 
the values to other tasks in the workflow.
For example, you might want the Data Integration Service to evaluate the mapping output value and then 
determine which object to run next. Or, you might want the Data Integration Service to use the mapping 
output value in a field in the next task.
To use the mapping output in another task, bind the mapping output to a workflow variable in the Mapping 
task Output view.
Note: If you assign a mapping output to a workflow variable and the mapping processes no rows, the output 
is NULL. The mapping task does not change the value of the workflow variable. The variable retains the same 
value as it was before the Mapping task ran.
The following image shows the Mapping task Output view.
The Output column contains the following types of mapping outputs:
System-Defined Mapping Outputs
Built-in mapping outputs that the transformations return to the mapping. The system-defined mapping 
outputs contain the number of source rows, the number of target rows, and the number of error rows the 
mapping processed.
User-Defined Mapping Outputs
You can bind persisted mapping output values and current mapping output values to workflow variables.
84       Chapter 4: Mapping Outputs

Persisted Values
The user-defined mapping output values from the previous workflow run. The persisted value is a 
value that is in the repository from the last time the Mapping task ran. The persisted value is not the 
value that the current mapping aggregates.
Current Values
The user-defined mapping output values from the current Mapping task.
For more information about workflow variables, see the Informatica Developer Workflow Guide.
Mapping Outputs In Mapplets
You can configure a mapplet to return mapping outputs. You can bind the mapping outputs from a mapplet to 
the mapping outputs at the mapping level.
When you include a mapplet in mapping, the mapplet computes the value of the outputs and passes the 
output values to the mapping. You can bind more than one output from a mapplet to the same output at the 
mapping level. You can also bind system-defined outputs from a mapplet to the mapping outputs. The 
mapplet outputs and the mapping outputs must be the same type.
For example, a mapplet might return the maximum value of a Salary port, a Bonus port, and a Commission 
port in three mapping outputs.
The following image shows the Out_Salary, Out_Bonus, and Out_Commission mapping outputs in the Outputs 
view:
The Outputs view contains the following fields:
Name
The name of the output. Default is Output.
Mapping Outputs In Mapplets       85

Type
The type of the mapping output. You can select a numeric type or a date/time type. Default is Integer.
Precision
The length of the mapping output field.
Scale
The digits to the right of the decimal in the mapping output field.
Aggregation Type
The type of aggregation to perform on the output expression. Choose SUM, MIN, or MAX. Default is SUM.
Binding
The name of an output from another mapplet to bind to this mapping output. The Binding field is blank 
unless the mapplet contains another mapplet that is returning the mapping output.
Description
The description of the mapping output.
For each mapping output in the mapplet, create an associated output expression in the Expression 
transformation. Each expression identifies the fields to aggregate.
The following image shows the mapping output expressions in the Expression transformation:
For this example, the Expression transformation aggregates the Salary and Commission port values. The 
Out_Bonus mapping output is an expression that includes the Bonus port value plus 10% of the Bonus.
Bind Mapplet Outputs to Mapping Outputs
If a mapplet computes mapping outputs, you need to pass the output values from the mapplet to a mapping.
Bind the mapplet outputs to the mapping outputs on the mapping Outputs view.
The following image shows the Max_Compensation mapping output at the mapping level:
86       Chapter 4: Mapping Outputs

At the mapping level, you can bind the Salary mapplet output, the Bonus mapplet output, and the Commission 
mapplet output to the same mapping output called Max_Compensation.
To bind a mapplet output to a mapping output, click the Binding column for the mapping output. A list of 
available mapplet outputs appears. The list contains mapplet outputs that are the same type and aggregation 
as the mapping output. Select the mapplet outputs to assign to the mapping output.
The following image shows the Outputs Binding dialog box:
After you select the outputs to bind to Max_Compensation, the Binding field contains the following text:
Mplt_Compensation.Out_Salary,Mplt_Compensation.Out_Bonus,Mplt_Compensation.Out_Commission
The following image shows the mapping outputs in the Binding field:
Mapping Outputs In Mapplets       87

Set the mapping output aggregation type is MAX. The Data Integration Service returns the highest 
compensation value that it finds from the Salary, the Bonus, or the Commission ports.
Mapping Outputs in Logical Data Objects
A logical data object can contain a Read or Write mapping. You can configure these mappings to return 
mapping outputs. You can bind the mapping outputs from the logical data object to the mapping outputs in 
the mapping.
When you include the logical data object in a mapping, the Read or Write mapping computes the value of the 
mapping outputs. The logical data object passes the output values to the mapping. You can bind more than 
one output from the logical data object mapping to the same output at the mapping level. You can also bind 
system-defined outputs from the logical data object to the mapping outputs. The logical data object mapping 
outputs and the mapping outputs must be the same type.
How to Configure Mapping Outputs
When you configure mapping outputs, define the mapping outputs at the mapping level, configure the 
expressions to aggregate at the transformation level, and persist the results at the Mapping task level.
The following image shows the process to configure mapping outputs:
88       Chapter 4: Mapping Outputs

To configure mapping outputs, perform the following steps:
1. Create the mapping.
2. In the Outputs view of the mapping, define the mapping output name and type of aggregation.
3. Add an Expression transformation to the mapping and configure the mapping output expression in the 
Expression Mapping Outputs view.
4. To create a Mapping task, add the mapping to a workflow .
5. Persist the mapping output in the Mapping task Persistence view and configure the aggregation function 
type for the persisted value.
6. Assign the persisted mapping output to an input parameter in the Mapping task.
7. If you want to use the mapping output in another workflow task, assign the mapping output to a 
workflow variable .
Creating a Mapping
Create a mapping that contains a reusable Filter transformation. The Filter transformation filters rows that 
have order dates less than a specific date. The filter expression includes a parameter called 
Last_Order_Date_Parm.
1. Create a mapping to process order data from a Customer_Order file. 
2. In the mapping Properties view, click the Parameters tab. 
3. Add a date/time mapping parameter called Last_Order_Date_Parm. 
How to Configure Mapping Outputs       89

Enter a default date for the starting parameter.
The following image shows the mapping parameter:
4. Create a reusable Filter transformation to filter Customer_Order rows. 
5. Define a parameter in the Filter transformation called Order_Filter. 
Enter a default date for the starting parameter.
6. Add a filter expression to find order dates that are greater that the parameter: 
7. Add the Filter transformation to the mapping. 
8. Click the Filter transformation to display the transformation Properties view. 
9. Click the Parameters tab. 
10. To bind the Order_Filter_Parm transformation parameter to the Last_Order_Date mapping parameter, 
click the Instance Value column for the Order_Filter_Parm. 
90       Chapter 4: Mapping Outputs

11. Select Last_Order_Date. 
The following image shows where the mapping parameter is bound to the transformation parameter:
Defining Mapping Outputs
Create a mapping and define the mapping outputs in the mapping Properties. Each mapping output definition 
describes what type of aggregation to perform and the data type of the results.
1. After you create a mapping, click the editor to access the mapping Properties. 
2. Click the Outputs view. 
3. Click New to create a mapping output. 
The Developer tool creates a mapping output with default field values.
The following image shows the mapping output default values in the Outputs view:
4. Change the name that identifies the mapping output. 
5. Select a numeric or date mapping output type. Enter the precision and scale. 
6. Choose the aggregation type for the mapping output. 
You can summarize the output expression or you can find the minimum or maximum expression value 
that the mapping processed. Default is SUM.
7. Click File > Save to save the mapping output. 
You must save the mapping output before you can create a mapping output expression in the Expression 
transformation.
The following image shows a mapping output that contains the sum of a decimal field and a mapping output 
that contains a maximum date value:
How to Configure Mapping Outputs       91

Configuring the Mapping Output Expression
In the Expression transformation, configure the expression to aggregate for each row that the mapping 
processes.
1. Add an Expression transformation to the mapping. 
Consider the mapping logic before you decide where to place the transformation. The mapping output 
contains an aggregation of the rows that the Expression transformation receives.
2. In the Expression transformation, click the Mapping Outputs view. 
3. Click New to add a mapping output expression. 
The Developer tool creates a mapping output with a output name that matches one of the mapping 
outputs you created at the mapping level. If you have more than one mapping output in the mapping 
Properties, select the appropriate mapping output name to use.
The following image shows the Mapping Outputs view in the Expression transformation:
92       Chapter 4: Mapping Outputs

4. Click the Expression column to enter an expression in the Expression Editor. 
The expression can contain just a port name or it can contain functions, ports, and parameters.
The following image shows an expression to calculate the Total_OrderAmt in the Expression Editor:
5. Click Validate to verify that the expression is valid. 
6. Click OK to save the expression. 
How to Configure Mapping Outputs       93

The expression appears in the Expression column for the mapping output.
7. Click File > Save to save the Expression transformation. 
Persisting Mapping Outputs
After you add the mapping to a workflow, you can persist mapping outputs from the Mapping task. You can 
use persisted mapping outputs as input to the Mapping task the next time it runs.
1. Add the mapping to a workflow to create a Mapping task. 
2. Click the Mapping task icon in the workflow to view the Mapping task Properties. 
3. Click the Persistence view. 
A list of the user-defined mapping outputs appears in the Persistence view.
4. Enable Persist to save the mapping output after the Mapping task runs. 
94       Chapter 4: Mapping Outputs

5. Optionally, change the aggregation type and enter the description. 
The following image shows the Persistence view for a Mapping task:
The Last_Order_Date mapping output is persisted. The aggregate function is MAX, so the Data 
Integration Service saves maximum order date value in the repository.
Assigning Persisted Outputs to Mapping Task Input
You can bind persisted mapping outputs from a Mapping task to the input parameters of the same Mapping 
task for the next time the workflow runs.
Assign the persisted latest order date value from the Mapping task as the input parameter to the same 
Mapping task. Configure a Filter transformation that uses a Last_OrderDate_Parm parameter to select which 
orders to process. The filter expression to select input rows is 
Order_Date > Last_OrderDate_Parm
.
1. Click the Mapping task icon in the workflow to view the Mapping task Properties view. 
A list of the Mapping task input parameters and a list of the parameterized Mapping task configuration 
properties appears. The mapping must have a mapping parameter to assign the mapping output to.
2. Locate the mapping input parameter that you want to bind the mapping output to. Double-click the Value 
column to view the selection arrow. 
3. Click the selection arrow to view a list of the parameters and variables that you can assign to the input 
parameter. 
4. Scroll to the User Outputs section of the list and choose the persisted mapping output to use. 
The following image shows Last_OrderDate_Parm mapping parameter on the Mapping task Input view:
How to Configure Mapping Outputs       95

5. Select the mapping output to assign to the parameter. 
The mapping output name appears in the value column for the input parameter.
6. Click File > Save to save the Mapping task. 
The Last_OrderDate_Parm is bound to the persisted order date value from the repository.
Binding Mapping Outputs to Workflow Variables
You can bind mapping outputs to workflow variables and pass the values to other tasks in the workflow.
To pass the mapping output value to another task, bind the mapping output to a workflow variable in the 
Mapping task Output view. You can bind mapping outputs from the current Mapping task or you can bind the 
persisted mapping outputs from the previous Mapping task run.
1. Add the mapping with the mapping outputs to a workflow. 
2. Click the Mapping task icon in the workflow to view the Mapping task Properties. 
3. In the Mapping task Properties, click the Output view. 
The Mapping task Output view shows the data that you can pass from the task into workflow variables.
4. Find the mapping output that you want to bind to a variable. 
5. Double-click the Variable column to access the selection arrow and view a list of workflow variables. 
The following image shows where to bind the Total_Order_Amt mapping output to the 
wf_Variable_Total_OrderAmt workflow variable in the Mapping task Output view:
96       Chapter 4: Mapping Outputs

6. To create a workflow variable, click the New Variable option from the list of workflow variables in the 
Value column. 
Enter the variable name, type, and default value.
How to Bind Mapplet Outputs to Mapping Outputs
You can configure a mapplet to return mapping outputs. You can bind the mapping outputs from the mapplet 
to the mapping outputs at the mapping level.
When you include a mapplet in mapping, the mapplet computes the value of the outputs and passes the 
output values to the mapping. You can bind more than one output from a mapplet to the same output at the 
mapping level. You can also bind system-defined outputs from a mapplet to the mapping outputs.
The following image shows the process to configure mapplet outputs and bind them to mapping outputs:
How to Bind Mapplet Outputs to Mapping Outputs       97

To bind outputs from mapplets to mapping outputs, perform the following steps:
1. Create the mapplet.
2. Define the mapplet output name and the type of aggregation in the Outputs view of the mapplet.
3. Add an Expression transformation to the mapplet and configure the mapping output expression in the 
Expression Mapping Outputs view.
4. Add the mapplet to a mapping.
5. Create mapping outputs in the mapping.
6. Bind the outputs from the mapplet to the mapping outputs.
Defining Mapplet Outputs
Create a mapplet and define the mapping outputs in the Outputs tab of the mappletProperties view. Each 
mapping output definition describes what type of aggregation to perform and the data type of the results.
1. After you create a mapplet, click inside the mapping canvas to access the mapplet properties. 
2. Click the Outputs view. 
3. Click New to create a mapping output. 
The Developer tool creates a mapping output with default field values.
4. Change the name that identifies the mapping output. 
5. Select a numeric or date mapping output type. If you are creating a numeric type, enter the precision and 
scale. 
6. Choose the aggregation type for the mapping output. 
You can summarize the output expression or you can find the minimum or maximum expression value 
that the mapping processed. Default is SUM.
The following image shows a mapplet output called Total_Sales_Tax with an aggregation type SUM:
98       Chapter 4: Mapping Outputs

7. Click File > Save to save the mapping output. 
You must save the mapping output before you can create any mapping output expression in an 
Expression transformation.
Configuring a Mapping Output Expression in a Mapplet
Configure the expression to aggregate for each row that the mapplet processes.
1. Add an Expression transformation to the mapplet. 
Consider the mapplet logic before you decide where to place the transformation.
2. In the Expression transformation, click the Mapping Outputs view. 
3. Click New to add an output expression. 
The Developer tool creates a mapping output with a output name that matches one of the mapping 
outputs you created at the mapplet level. You might have more than one output to choose from.
4. Enter an expression with the Expression Editor. 
The expression can contain a port name or it can contain functions, ports, and parameters.
5. Click Validate to verify that the expression is valid. 
6. Click OK to save the expression. 
The following image shows the Mapping Outputs view with a mapping output expression that calculates 
a sales tax:
How to Bind Mapplet Outputs to Mapping Outputs       99

7. Click File > Save to save the Expression transformation. 
Binding Outputs from a Mapplet to Mapping Outputs
When you include the mapplet in a mapping, you can bind the outputs from the mapplet to the mapping 
outputs that you define at the mapping level.
1. Define a mapping and add the mapplet to the mapping. 
2. Click the mapping canvas to view the mapping Properties. 
3. Click the Outputs view. 
4. Click New to create a mapping output. 
The Developer tool creates a mapping output with default field values.
5. Change the mapping output type, the aggregation type, the precision and the scale to match fields from 
the mapplet that you want to bind to. 
6. Optionally, change the name and enter a description. 
7. Click the selection arrow in the Binding field to view a list of outputs. 
The following image shows the Outputs Binding dialog box:
100       Chapter 4: Mapping Outputs

8. Select the mapplet ouput to bind to the mapping output. 
You can select more than one mapplet output to bind to the same mapping output.
9. Click OK. 
The mapplet outputs that you select appear in the Binding field.
The following image shows the mapplet output name in the Binding field of the mapping output:
How to Bind Mapplet Outputs to Mapping Outputs       101

Chapter 5
Generate a Mapping from an SQL 
Query
This chapter includes the following topics:
•Generate a Mapping from an SQL Query Overview, 102
•Example of Generated Mapping from an SQL Query, 102
•SQL Syntax to Generate a Mapping, 103
•Function Support in Queries that Generate a Mapping, 104
•Generating a Mapping or Logical Data Object from an SQL Query, 106
•Generate a Mapping from an SQL Statement, 106
Generate a Mapping from an SQL Query Overview
You can generate a mapping from an SQL query in the Developer tool. To generate a mapping, you can enter 
an SQL query or you can load a text file that contains the query. Optionally, you can define the source of the 
query table. The Developer tool validates the SQL query and generates a mapping.
You can also generate a logical data object from an SQL query that contains only SELECT statements.
Example of Generated Mapping from an SQL Query
You have a table of employees, and you want a list of employee salaries for employees that were hired after 
January 1, 2001.
You create the following SQL statement:
SELECT LastName, Salary from emp1 where HireDate > 01/01/2001
The following image shows the mapping created from the SQL statement:
102

SQL Syntax to Generate a Mapping
You can use an ANSI-compliant SQL statement to generate a mapping in the Developer tool.
The Developer tool can generate a mapping from a standard SELECT query. For example:
SELECT column_list FROM table-name 
[WHERE clause]
[GROUP BY clause]
[HAVING clause]
[ORDER BY clause] 
If the SELECT SQL statement contains a correlated subquery, the query is valid if it is possible to flatten or 
rewrite the query as a single standard query.
ANSI SQL does not support some datatypes. For example, if the query requests results from a data source 
where one of the columns has the type timeStampTZ, the SQL is not valid.
Correlated Subqueries
A correlated subquery is a subquery that uses values from the outer query in its WHERE clause. The Data 
Integration Service flattens the correlated subqueries before it runs the query.
The following table shows the results of a correlated subquery that the Data Integration Service flattened:
Type Query
Non-flattened
SELECT huge.* FROM huge WHERE c1 IN (SELECT c1 FROM tiny)
Flattened
SELECT huge.* FROM huge, tiny WHERE huge.c1 = tiny.c1
The Data Integration Service can flatten a correlated subquery when it meets the following requirements:
•The type is IN or a quantified comparison.
•It is not within an OR operator or part of a SELECT list.
•It does not contain the LIMIT keyword.
•It does not contain a GROUP BY clause, aggregates in a SELECT list, or an EXIST or NOT IN logical 
operator.
•It generates unique results. One column in the corelated subquery is a primary key. For example, if 
r_regionkey column is a primary key for the vs.nation virtual table, you can issue the following query: 
SQL Syntax to Generate a Mapping       103

SELECT * FROM vs.nation WHERE n_regionkey IN (SELECT b.r_regionkey FROM vs.region b WHERE 
b.r_regionkey = n_regionkey).
•If it contains a FROM list, each table in the FROM list is a virtual table in the SQL data service.
Function Support in Queries that Generate a Mapping
Informatica supports functions that meet the ANSI SQL-92 standard.
In addition, some functions have specific syntax requirements.
The following table lists the functions and supported syntax:
Function Syntax
DATE( ) To specify the format of a date:
DATE(format '<format>')
where <format> is a standard date format.
Example:
SELECT  DATE(format 'dd-mm-yyyy') from table
POSITION( ) To determine the position of a substring in a literal string:
POSTITION('<substring>', '<string>'
)
Example:
POSITION('MA', 'James Martin')
To determine the position of a substring in a table column:
POSTITION('<substring>', <column_name>
)
Example:
POSITION('MA', FULL_NAME)
Generate a Mapping from an SQL Query with an Unsupported 
Function
When the Developer tool generates a mapping from SQL, it validates the functions in the query. Use ANSI-
compliant SQL to ensure valid mapping generation.
If the Developer tool encounters an unknown function in a valid SQL statement, it might generate a mapping 
that contains a transformation labeled FIX_ME or an expression labeled FIX_EXPR. Edit these objects to fix 
the mapping and get valid results. Unknown functions appear as a warning message in the mapping log file.
For example, you use the following SQL statement to generate a mapping:
SELECT unknownFunctionABC(c_custkey,c_comment) from customer
The following image shows how the mapping generated from this SQL statement includes an Expression 
transformation that requires fixing:
104       Chapter 5: Generate a Mapping from an SQL Query

Notice that the Expression transformation is marked with an error icon. Use the Ports tab to edit the 
erroneous expression. The mapping is not valid until you correct the error.
INSERT, UPDATE and DELETE Syntax
Use the following syntax to create valid INSERT, UPDATE and DELETE statements:
•Use the following syntax for an INSERT statement:
INSERT INTO <TABLENAME> [<list>] 
   <select query>
•Use the following syntax for an UPDATE statement:
UPDATE [schema .] { table | view} [ alias ] 
   SET column = { expr | subquery }  
   [, column = { expr | subquery }]... [WHERE condition]
•Use the following syntax for a DELETE statement:
DELETE FROM <Table> [[<AS>] <ALIAS>] [WHERE condition]
Rules and Guidelines for INSERT, UPDATE, and DELETE 
Statements
Consider the following rules and guidelines for INSERT, UPDATE, and DELETE statements:
•An INSERT, UPDATE, or DELETE statement creates source and target objects in the mapping that are 
logical data objects.
•Only one INSERT, UPDATE, or DELETE statement is valid. For example, a statement that contains an 
INSERT and a nested UPDATE statement is not valid.
•When the INSERT, UPDATE, or DELETE SQL statement contains a correlated subquery, the Developer tool 
cannot generate a mapping.
•An UPDATE or DELETE statement creates an Update Strategy transformation in a mapping. Because an 
Update Strategy transaction requires a primary key, the data target must contain a primary key. After 
mapping generation, verify the primary keys.
•The Developer tool ignores any INSERT statement in an ORDER BY clause because relational databases 
do not follow ordering when inserting data.
Function Support in Queries that Generate a Mapping       105
Generating a Mapping or Logical Data Object from an 
SQL Query
You can convert an SQL statement into a mapping or a logical data object. You might want to generate a 
logical data object to create an object that you can reuse in other mappings.
1. Click File > New > Mapping from SQL Query.
The Generate Mapping or Logical Data Object from SQL Query dialog box opens.
2. Choose whether to enter an SQL query, or select a file that contains an SQL query.
•To enter an editable SQL query, choose Enter an SQL Query, and then type or paste an SQL query in 
the editor. Then click Validate Query.
•To select a file that contains an SQL query, choose Select an SQL file, and then browse to the file that 
contains an SQL query.
The Developer tool validates the SQL syntax. If the syntax is not valid, you must fix it before you can 
proceed.
3. To generate a logical data object instead of a mapping, select Generate Mapping as a Logical Data 
Object.
4. Optionally, rename the mapping or logical data object that you want to generate.
5. Click Next.
The dialog box displays the tables that correspond to data sources.
6. Click the row of the table under Data Source to select the data source for the mapping.
If the table has a data source, you can click it to optionally change the data source.
The Select Data Source dialog box opens and lists the tables on the Model repository that you can 
access.
7. Select any data source in the Model repository.
8. Click Finish.
The generated mapping or logical data object opens in an editor.
You can select any object in the mapping to view or edit it. Then you can run the mapping or include it in an 
application or workflow that you deploy to the Data Integration Service.
If you created a logical data object, you can reuse it in other mappings. For example, you can reuse the 
generated logical data object as the source in a mapping.
Generate a Mapping from an SQL Statement
To generate a mapping from an SQL statement, perform the following tasks:
1. Create an SQL statement.
2. Paste or import the SQL statement to the Developer tool, validate the SQL statement, and generate a 
mapping.
3. Complete mapping development. Follow these steps:
a. Test and iteratively develop the mapping until it meets requirements.
b. Deploy the mapping to the Data Integration Service.
106       Chapter 5: Generate a Mapping from an SQL Query

Create an SQL Statement
To use an SQL statement to generate a mapping, create an SQL statement.
You can use an SQL query tool or write an SQL statement from scratch to create an SQL statement. Follow 
the syntax guidelines in this article.
Note: Some non-Informatica functions are supported. Others can be used in a valid query that generates a 
mapping with results that are not valid. For more information about function support in SQL statements, 
contact Informatica Global Customer Support.
Paste or Import the SQL Statement to the Developer Tool
1. Locate the SQL file that contains the SQL statement to import, or copy the entire statement to the 
clipboard. 
2. In the Developer tool, click File > New > Mapping from SQL Query 
The Generate Mapping or Logical Data Object from SQL Query dialog box opens.
3. Import the query to the dialog box. Choose one of these methods: 
•Select Enter an SQL Query and paste the query from the clipboard to the editor.
•Select Select an SQL File and browse to and select the file.
4. Click Validate. 
Developer tool validates the SQL statement. Correct any errors.
5. If you want to generate a logical data object instead of a mapping, select Generate Logical Data Object 
from the SQL Query. 
If you select this option, perform the following steps:
1. Optionally rename the logical data object to create.
2. Optionally click Browse to select a location for the Logical Data Object, or accept the default 
location.
Generate a Mapping from an SQL Statement       107

3. Click Validate.
Developer tool validates the SQL statement. Correct any errors.
6. Click Next. 
The Select the data source for the table dialog box opens.
7. To select a data source for the table, click in the Data Source column, and then click Browse. 
The following image shows where to click Browse to select a data source:
8. Click Finish. 
The Developer tool generates a mapping from the SQL query and opens the mapping in an editor.
Complete Mapping Development
After you create a mapping, perform the following steps to complete development of the mapping:
1. Run the mapping and view results.
2. Iteratively edit and re-run the mapping until it meets requirements.
3. Deploy and run the mapping on the Data Integration Service.
You can deploy the mapping by itself, or include it in an application that you deploy. If you deploy the 
mapping by itself, the Data Integration Service creates an application to contain it.
For more information about mappings, applications and deployment, see the Informatica 10.1.1 
Developer Tool Guide.
108       Chapter 5: Generate a Mapping from an SQL Query

Chapter 6
Dynamic Mappings
This chapter includes the following topics:
•Dynamic Mappings Overview, 109
•Dynamic Mapping Configuration, 110
•Dynamic Sources, 113
•Dynamic Targets, 116
•Dynamic Ports and Generated Ports, 122
•Dynamic Expressions, 123
•Input Rules, 124
•Selection Rules and Port Selectors, 133
•Design-time Links , 135
•Run-time Links, 137
•Troubleshooting Dynamic Mappings, 140
Dynamic Mappings Overview
A dynamic mapping is a mapping that can accommodate changes to sources, targets, and transformation 
logic at run time. Use a dynamic mapping to manage frequent schema or metadata changes or to reuse the 
mapping logic for data sources with different schemas. Configure rules, parameters, and general 
transformation properties to create a dynamic mapping.
If a data source changes for a source, target, or lookup, you can configure a mapping to dynamically get 
metadata changes at run time. Configure parameters, rules, ports, and links within the mapping to receive 
and propagate changes at all stages of the mapping. You do not need to manually synchronize the data 
object and update each transformation before you run the mapping again. The Data Integration Service can 
dynamically determine transformation ports, transformation logic in the ports, and the port links within the 
mapping.
Dynamic Mapping Example
Every week, you receive customer data from different departments that you need to join and aggregate. The 
departments might periodically change the source schema to include additional columns for departmental 
analysis.
To accommodate the changes to the data source, you create a dynamic mapping. You configure the Read 
transformation to get data object columns at read time. Create an input rule to include columns that you 
need and to exclude all other columns.
109
Dynamic Mapping Configuration
If a source changes, you can configure the Read transformation to accommodate changes. For example, you 
can configure the transformation to use a different data source or to update the data object based on the 
data source. If a target changes, you can configure the Write transformation accommodate target changes. 
For example, you can configure the Write transformation to generate columns based on an associated data 
object or the mapping flow. If the target is relational, you can create or replace tables at run time.
Configure transformations in a mapping or mapplet to receive and propagate the changes throughout the 
mapping. Create dynamic ports to receive new or changed columns based on the data flow. A dynamic port 
generates a port for each incoming column. Configure input rules to determine the columns that a dynamic 
port receives and to rename or reorder the generated ports.
Create a dynamic expression by using dynamic ports or selection rules in the expressions. When you include 
a dynamic port, the expression runs against each port that the dynamic port generates. When you include a 
selection rule, the expression runs against each port in the rule.
When an Expression, Joiner, or Lookup transformation contains generated ports, you can configure port 
selection rules that accommodate changes to the generated ports when the mapping runs. For example, you 
need to perform a calculation on sales data, but the sales column name is different for each source. You 
create a rule to select the correct column to calculate.
You can use parameters to change values at run time. Use parameters to change values such as sources, 
targets, connections, and rules within the mapping.
Transformations might change in such a way that you cannot create direct links when you design the 
mapping. If you cannot create links at design time, you can configure run-time links. A run-time link uses a 
policy or parameter to determine the ports to link between transformation groups at run time.
Dynamic Data Sources
You can configure a mapping to accommodate changes to sources and targets at run time. A dynamic 
mapping can include flat file and relational data sources. You can use parameters and configure 
transformation properties based on the types of changes that you expect.
You can configure a mapping to accommodate run-time changes to the following data sources:
Sources
A dynamic source can include relational and flat file sources. Configure the Read transformation and the 
physical data object to accommodate run-time changes. You can change the source metadata based on 
the location of the file or source connection, changes to incoming source columns, or the data object.
Targets
A dynamic target can include relational and flat file targets. You can define the target based on the 
mapping flow or the associated data object. You can also choose to get columns for the data object 
from the data source. You can use parameters to change run-time properties such as the target data 
object or the target connection.
110       Chapter 6: Dynamic Mappings

Dynamic Mapping Ports and Links
In order to process changes in metadata, you can configure port and link types that a regular mapping does 
not contain.
The following image shows the ports and links that you can see in a dynamic mapping:
1. Static port (port)
2. Dynamic port
3. Generated port
4. Design-time link (link)
5. Run-time link
6. Port Group
Static port (port)
A port that you can create in any type of mapping, dynamic or non-dynamic. Data can pass in to and out 
of the port and does not contain any dynamic configuration.
Dynamic port
A port in a transformation that can receive one or more columns from an upstream transformation. 
Dynamic ports can receive new or changed columns based on the metadata that passes through the 
mapping.
Generated port
A port that represents a single column within a dynamic port. The dynamic port creates a generated port 
for each column based on the dynamic port rules.
Design-time link (link)
A link that you create to connects ports that propagate data from one transformation to another. You 
also create these links in a regular mapping.
Run-time link
A link between transformation groups that the Data Integration Service uses to determine which ports to 
connect at run time based on a policy, a parameter, or both.
Port group
A set of ports in a mapping that represents a row of data. In a dynamic mapping, you can drag a group to 
a downstream transformation to create a dynamic port.
Dynamic Mapping Configuration       111

Dynamic Mapping Rules
Create rules within a dynamic transformation to control the ports that a dynamic port receives and the ports 
that it generates.
You can configure the following types of dynamic mapping rules:
Input rules
An input rule defines the ports that the dynamic port generates. You can choose to include or exclude 
ports. You can also choose to rename and reorder the generated ports.
Selection rules and port selectors
Create a selection rule to define the generated ports that the Data Integration Service processes at run 
time. Create selection rules within a port selector. A port selector contains ports that you can reference 
in an expression or in a join or lookup condition. You can configure more than one port selector in a 
transformation based on the metadata changes that you anticipate at run time.
Parameters in Dynamic Mappings
A parameter is a constant value that can change between mapping runs. Use parameters in a dynamic 
mapping to change sources and targets for flat files or relational resources. You can also use parameters to 
change the input rules, selection rules, transformation properties, and run-time links.
The following table lists the functionality of parameters that you can create for the dynamic mapping 
components:
Dynamic Mapping Component Parameter Functionality
Aggregator transformation Change the group by port.
Joiner transformation Change the join condition.
Lookup transformation Change the lookup condition.
Rank transformation Change the group by port.
Read transformation Create parameters to perform the following tasks:
-Change the input file name or directory of a flat file source.
-Change the connection of a relational source.
-Change a flat file data object, customized data object, or a relational data object.
Rules Create parameters to perform the following tasks:
-Change the input rule criteria by name or pattern.
-Change the selection rule criteria by name or pattern.
Run-time links Change the set of ports to link between transformation groups.
Sorter transformation Change the sort key.
Write transformation Create parameters to perform the following tasks:
-Change the output file name or directory of a flat file target.
-Change the connection of a relational target.
-Change a flat file data object, customized data object, or a relational data object.
112       Chapter 6: Dynamic Mappings

R T:
•“Mapping Parameters Overview” on page 42
Dynamic Sources
A dynamic source is a source that can change at run time. You can configure a flat file dynamic source or a 
relational dynamic source in a mapping.
You can configure dynamic run-time functionality for a source in the following ways:
Get columns from the data source.
When you expect small changes to a source at run time, you can configure the Read transformation to 
get flat file or relational object columns at run time. You can update the ports in a Read transformation 
at run time based on the structure of the relational data source or the flat file data source.
Assign a parameter to determine the flat file name and directory of source.
When the flat file sources are similar, you can assign a parameter to a file name or directory. When you 
use a parameter, you do not need to create a data object for each source.
Assign a parameter to determine the resource, table owner, or directory of a relational data object.
When the relational sources are similar, you can assign a parameter to get the resource, connection, and 
table owner properties.
Assign a parameter to determine the data object to use for a file or relational source.
When you expect small changes to a source, you can update the ports in a Read transformation at run 
time based on the structure of the relational data source or the flat file data source.
The following table shows where you can configure the dynamic run-time functionality of a source:
Dynamic Run-time Source Functionality Configuration
Get columns from the data source. Configure the Data Object tab on the Read transformation for the 
following source types:
-Flat file
-Relational
Assign a parameter to determine the flat file 
name and directory.
Configure the Advanced tab on the physical data object for the 
following source type:
-Flat file
Assign a parameter to determine the 
connection, owner, or resource.
Configure the Run-Time tab on the Read transformation for the 
following source type:
-Relational
Assign a parameter to determine the data 
object.
Configure the Data Object tab on the Read transformation for the 
following source types:
-Flat file
-Relational
Dynamic Sources       113

Get Columns from the Data Source
You can update the ports in a Read transformation at run time based on the structure of the relational or flat 
file data source. You might use this method to update the run-time instance of the Read transformation.
Update the columns at run time when you expect small changes to the source. For example, you need to 
process a source from another organization, but the organization cannot guarantee the order of the columns 
in the source file. When you enable the option to update the data object columns at run time, the Data 
Integration Service changes the ports of the Read transformation based on the structure of the source data. 
The Read transformation passes the data to the downstream transformations in the dynamic mapping for 
processing.
When you update the data object columns at run time, the Data Integration Service updates a run-time 
instance of the Read transformation. It does not update metadata in the Model repository, and you cannot 
see the changes in the Developer tool. To update the physical data object definition in the Model repository, 
use the synchronize option in the Developer tool. The Developer tool re-imports the physical data object 
metadata and changes the metadata.
Note: If you create a custom SQL query for a Read or Lookup transformation, the metadata from the custom 
query might conflict with the refreshed metadata from data source columns. If the query is inconsistent with 
the query that the Data Integration Service would generate by default, the mapping fails.
The following image shows where to enable the option on the Data Object tab:
The Data Integration Service determines the structure of a relational source by the schema. It examines the 
schema of the resource that appears on the Run-time tab. The Data Integration Service then updates the 
columns in the transformation data object based on the schema.
The Data Integration Service determines the structure of a flat file source based on the way you configure the 
flat file physical data object. You configure the data object to generate column names at run time.
Configure this functionality on the Data Object tab of the Read transformation for a flat file or relational 
source.
For more information about setting the flat file physical data object properties, see the Informatica Developer 
Tool Guide.
Assign a Parameter to a Flat File Name
To run a dynamic mapping with similar flat file sources, you can assign a parameter to a file name or 
directory. When you use a parameter, you do not need to create a data object for each source.
You can parameterize the file name and the directory in a flat file physical data object. You can parameterize 
the properties before you create a transformation from the data object. Configure the parameters on the 
Advanced tab of the physical data object properties. When you create the transformation from the physical 
data object, you can use mapping parameters to override the parameter default values.
114       Chapter 6: Dynamic Mappings

The following image shows the Advanced tab of a physical data object:
Configure this functionality on the Advanced tab of the physical data object for a flat file source.
Assign a Parameter to Relational Source Properties
To run a dynamic mapping with similar relational sources, you can assign a parameter the resource, 
connection, and table owner properties in the Read transformation.
Use a parameter for the resource to run a mapping with different but similar tables in the same database. 
When you use a parameter for the resource, you do not need to create a data object for each source. Use a 
parameter for the connection to access a different database. You might need to run a unique SQL query 
against multiple relational sources.
Configure the relational table parameters on the Run-Time tab of the transformation properties. You cannot 
parameterize these properties in the relational physical data object. When you create parameters for the 
properties in the Read transformation, you create mapping parameters.
By default, you create a connection type parameter for the connection. You configure a resource type 
parameter for the table name and a string parameter for the table owner.
The following image shows the Run-Time tab of the Read transformation:
Configure this functionality on the Run-Time tab of the Read transformation for a relational source.
Assign a Parameter to the Source Data Object
You can assign a parameter to the data object and change the source for the Read transformation at run 
time.
Parameterize the data object when you have a different physical data object in the Model repository for each 
data source. You might parameterize the data object if you need to configure the same transformation for a 
flat file or for a database table. When you parameterize the data object, you enable the transformation to use 
data objects that have different properties or unique SQL queries.
Dynamic Sources       115

When you create a Read transformation from a physical data object, information about the data object 
appears on the Data Object tab of the transformation properties. You can click the data object name to view 
the physical data object definition from the Model repository.
To parameterize the data object, create a resource type parameter or browse for a resource parameter. The 
parameter default value is the name of physical data object in the Model repository. When you create a 
default parameter value, you select a physical data object name from a list of data objects in the repository.
When you change the data object, the transformation ports change. You can view the ports on the Ports tab 
in the transformation properties.
The following image shows the Data Object tab when you specify the data object by a parameter:
The following table describes the parameter options on the Data Object tab:
Parameter 
Options
Description
Parameter The name of a resource parameter that you configured as the data object. Read-only.
Description The description of the parameter. Read-only.
New Create a resource parameter. Browse for and select a data object in the Model repository for 
the parameter default value.
Browse Browse for a resource parameter and select the parameter.
Default Value The default value of the resource parameter that you configured for the data object. The default 
value is a physical data object name. Read-only.
Configure this functionality on the Data Object tab of the Read transformation for a flat file or relational 
source.
Dynamic Targets
A dynamic target is a target that can change at run time. You can configure flat files and relational targets to 
be dynamic.
When you run a mapping, a dynamic target can get metadata changes from physical data targets, including 
relational tables, flat files, and customized data objects. It can also generate columns based on the upstream 
column definitions.
You can configure dynamic run-time functionality for a target in the following ways:
116       Chapter 6: Dynamic Mappings

Get columns from the data source.
When you expect small changes to the target, you can configure the Write transformation to get 
relational object columns at run time. When you configure the Write transformation to get metadata from 
targets, you can configure the Write transformation to update dynamically and remain in sync with target 
objects.
Define target columns based on the mapping flow.
When you define columns based on the mapping flow, target columns are determined by upstream 
transformations.
Define target columns based on the data object.
When you define columns based on the data object, target columns are determined by the associated 
data object.
Create or replace relational target tables at run time.
By default, when you configure the Write transformation to create or replace the target at run time, the 
Data Integration Service creates the target based on the data object. You can also choose to create the 
target based on the mapping flow, or you can define a DDL query to create the target based on the query.
Assign a parameter to determine the resource, table owner, or directory of a relational data object.
When the relational targets are similar, you can assign a parameter to get the resource, connection, and 
table owner properties.
Assign a parameter to determine the data object to use for a file or relational target.
You can create a customized data object as a Write transformation, and specify a parameter value as the 
target for the transformation. When you change the value of the parameter, the target changes for all 
objects that use the parameter.
The following table shows where you can configure the dynamic run-time functionality of a target:
Dynamic Run-time Target Functionality Configuration
Get columns from the data source. Configure the Data Object tab on the Write transformation for the 
following target type:
-Relational
Define target columns based on the data object 
or the mapping flow.
Configure the Ports tab on the Write transformation for the 
following target types:
-Flat file
-Relational
Create or replace the table at run time. Configure the Advanced tab on the physical data object for the 
following target type:
-Relational
Define a DDL query to create the target table at 
run time.
Configure the Advanced tab on the physical data object for the 
following target types:
-Relational
-Hive
Dynamic Targets       117

Dynamic Run-time Target Functionality Configuration
Assign a parameter to determine the 
connection, owner, or resource.
Configure the Run-Time tab on the Write transformation for the 
following target type:
-Relational
Assign a parameter to determine the data 
object.
Configure the Data Object tab on the Write transformation for the 
following target types:
-Flat file
-Relational
Get Columns from the Data Source
You can update the ports in a Write transformation at run time based on the structure of the relational data 
source.
Update the columns at run time if you expect small changes to the target columns. When you get the data 
object columns from the data source at run time, the Data Integration Service creates a run-time instance of 
the data object based on the structure of the target. It does not update metadata in the Model repository.
Note: If you configure the Write transformation to get columns form the data source and to define targets 
based on mapping flow, the mapping fails.
Configure this functionality on the Data Object tab of the Write transformation for relational targets.
Define Targets Based on the Mapping Flow
When you define columns by mapping flow, target columns are determined by upstream transformations. 
When an upstream transformation changes the port order and metadata, the Write transformation picks up 
the changes.
You can retain keys when you create or replace the target if the key columns in the upstream transformation 
match the key column names in the target.
The following image shows how the Write transformation appears when you define target columns based on 
mapping flow:
Note: To avoid unexpected results, do not configure a run-time link to a Write transformation that defines 
targets based on the mapping flow.
Configure this functionality on the Ports tab of the Write transformation for flat file and relational targets.
118       Chapter 6: Dynamic Mappings

Define Targets Based on the Data Object
You can configure the Write transformation to define target columns based on the associated data object.
When you define target columns based on the data object, the Write transformation contains dynamic and 
generated ports.
You can choose to create or replace the target at run time. You can retain target keys when you create or 
replace the target if the column names match. You can configure rules to ensure that column names match.
Configure this functionality on the Ports tab of the Write transformation for flat file and relational targets.
Create or Replace the Target at Run Time
At run time, the Data Integration Service can create or it can drop and replace the table. The Data Integration 
Service creates or replaces the table based on the mapping flow or the associated data object.
When you configure the Write transformation to create or replace the target, the Data Integration Service 
drops any existing target table associated with the write object and creates a table based on the 
configuration to use the data object or to use the mapping flow.
When the Data Integration Service creates a table based on the data object, the table contains columns that 
match the ports in the data object. If you create or replace the target at run time with a customized data 
object, the Data Integration Service creates a table with the name referenced in the data object connection.
When the Data Integration Service creates a table based on the mapping flow, the table contains columns 
that match generated ports in the Write transformation.
Configure this functionality on the Advanced tab of the data object.
Define a DDL Query
At run time, the Data Integration Service can create or replace relational and Hive target tables based on a 
DDL query that you define.
When you configure the Write transformation to create or replace the target, by default, the Data Integration 
Service drops any existing target table associated with the write object. The Data Integration Service then 
creates a table based on the mapping flow or data object.
If you want to customize the table or specify additional parameters such as partitions, you can define a DDL 
query based on which the Data Integration Service must create or replace the target table. The table contains 
the columns that you define in the DDL query.
The following image shows the DDL query field:
Dynamic Targets       119
You can enter placeholders in the DDL query. The Data Integration Service substitutes the placeholders with 
the actual values at run time. For example, if a table contains 50 columns, instead of entering all the column 
names in the DDL query, you can enter a placeholder.
You can enter the following placeholders in the DDL query:
INFA_TABLE_NAME
Fetches the target table name at run time.
INFA_COLUMN_LIST
Fetches a list of columns in the target table at run time.
INFA_PORT_SELECTOR
Adds a port selector.
You must enclose the placeholders within two curly brackets. For example, {INFA_TABLE_NAME}.
Configure this functionality on the Advanced tab of the data object.
Rules and Guidelines for Creating or Replacing the Target at Run Time
Consider the following rules and guidelines when you create or replace the target at run time:
•If the target table has a cyclic dependency among other tables in the database, the database cannot 
execute the command to drop or create the table, and the mapping fails.
•When the Data Integration Service replaces a target, it does not retain the indexes and permissions for the 
target table.
•If you do not configure the Write transormation to have dynamic ports, the Data Integration Service 
creates the target with linked and unlinked ports based on the data object. It writes data to the linked 
ports.
•The Data Integration Service creates a table even if the the resource in the data object is a synonym or 
view. While each connection can point to different database instances, all the connections in a dynamic 
mapping must all be of the same database type.
Assign a Parameter to Relational Target Properties
To run a dynamic mapping with similar relational targets, you can assign a parameter the resource, 
connection, and table owner properties in the Write transformation.
Use a parameter for the resource to run a mapping with different but similar tables in the same database. 
When you use a parameter for the resource, you do not need to create a data object for each target. Use a 
parameter for the connection to access a different database.
You cannot parameterize these properties in the physical data object. When you create parameters for the 
properties in the Write transformation, you create mapping parameters.
By default, you create a connection type parameter for the connection. You configure a resource type 
parameter for the table name and a string parameter for the table owner.
Configure this functionality on the Run-Time tab of the Write transformation for a relational target.
120       Chapter 6: Dynamic Mappings

Assign a Parameter to the Target Data Object
You can assign a parameter to a customized data object and change the source for the Write transformation 
at run time.
Parameterize the data object when you have a customized data object in the Model repository for more than 
one target data source. When you change the value of the parameter, the target changes for all objects that 
uses the parameter.
When you create a Write transformation from a customized data object, information about the data object 
appears on the Data Object tab of the transformation properties. You can click the data object name to view 
the definition from the Model repository. To parameterize the data object, create a resource type parameter 
or browse for a resource parameter. The parameter default value is the name of customized data object in 
the Model repository. When you create a default parameter value, you select a customized data object name 
from a list of data objects in the repository.
When you change the data object, the transformation ports change. You can view the ports on the Ports tab 
in the transformation properties.
The following table describes the parameter options on the Data Object tab:
Parameter 
Options
Description
Parameter The name of a resource parameter that you configured as the data object. Read-only.
Description The description of the parameter. Read-only.
New Create a resource parameter. Browse for and select a data object in the Model repository for 
the parameter default value.
Browse Browse for a resource parameter and select the parameter.
Default Value The default value of the resource parameter that you configured for the data object. The default 
value is a customized data object name. Read-only.
Configure this functionality on the Data Object tab of the Write transformation for a relational target.
Rules and Guidelines for Dynamic Targets
Consider the following rules and guidelines when you work with dynamic targets:
•When you preview a dynamic target, the Developer tool does not refresh the schema definition. If there is 
a mismatch due to changes in the schema such as a configuration to get columns from the data source or 
to replace the target at run time, the data preview fails. Manually synchronize the Read or Write 
transformation. If you continue to get an error, run the mapping to see the results.
•If the dynamic target is too small for the incoming data, the mapping fails with a message indicated that 
the value is too large for the column.
•The data types in the target table might be different from the data types in the Write transformation. When 
the Data Integration Service runs the mapping, it might change data types between upstream 
transformations and the target table.
Dynamic Targets       121

Dynamic Ports and Generated Ports
You can create dynamic ports in a transformation to receive new or changed columns from an upstream 
transformation. A dynamic port receives one or more columns and generates ports based on input rules. The 
input rules determine the columns that a dynamic port receives and generates.
Use dynamic ports to perform the following tasks:
Receive new and changed columns.
To get data from a dynamic source or a parameterized source, create a dynamic port in the downstream 
transformations to receive new and changed columns. If a mapping contains from a dynamic source, the 
dynamic ports in the downstream transformations automatically get any new or changed columns. For 
example, if a new column "title" is added to the dynamic source, the Read transformation passes the new 
column to the dynamic port and the dynamic port creates a generated port for the "title" column.
Filter columns based on input rules.
To process only a certain type of column in a transformation, create a dynamic port and define input 
rules to filter columns. For example, a mapping source has columns with decimal, string, and date/time 
data types. You need to process data only for columns of decimal data type. Create a dynamic port and 
define input rules to include only decimal columns.
Repeat a calculation for more than one port in an Expression transformation
To perform the same calculation on more than one port, use dynamic ports in dynamic expressions. A 
dynamic expression runs one time for each port in the dynamic port and returns the result to a dynamic 
output port.
The following image shows a dynamic port named From_Read_Employee and the generated ports:
Dynamic and Generated Port Configuration
You can create a dynamic port from the All Ports group of a Read transformation, a group of an upstream 
transformation, or a dynamic port in an upstream transformation. The Developer tool creates dynamic ports 
with the data type value as dynamic. You can create more than one dynamic port in a transformation.
When you use the New button to create a port, the Developer tool assigns a default name. Rename the 
dynamic ports to ensure that the port names within each transformation are unique. When you add ports of 
122       Chapter 6: Dynamic Mappings
the same name to a transformation, the Developer tool appends a number to the dynamic port or the 
generated port to resolve port naming conflicts.
You can create dynamic ports in the following transformations:
Aggregator
Expression
Filter
Joiner
Lookup
Rank
Read
Router
Sequence Generator
Sorter
Update Strategy
Write
If the mapping contains transformations that cannot include dynamic ports, you might need to manually 
update the mapping when the source metadata changes.
Note: Any change to the port attributes propagates to the generated ports in the pipeline. You do not need to 
manually propagate the changed port attributes.
Rules and Guidelines for Dynamic and Generated Ports
Consider the following rules and guidelines when you work with dynamic and generated ports:
•You cannot link a generated port to an Output transformation in a virtual table mapping.
•You cannot link a generated port to a Fault, Input, or Output transformation in an operation mapping.
Dynamic Expressions
When you configure an expression in a dynamic output port, the expression becomes a dynamic expression. 
A dynamic expression can generate multiple output ports.
You can reference a port selector or a dynamic port in a dynamic expression. When the port selector or 
dynamic port contains multiple ports, the dynamic expression runs against each port.
When you configure a dynamic expression, the Developer tool does not validate if the generated ports are 
valid types for the expression. For example, if you reference a port selector that contains decimal type ports 
in an expression that requires string types, the expression appears as valid at design time.
Example
An Expression transformation has the following generated input ports:
EMPNO   Decimal
NAME    String
SALARY  Decimal
DEPTNO  Decimal
Dynamic Expressions       123

The transformation contains a dynamic output port called MyDynamicPort. The output port returns the 
results of a dynamic expression. The dynamic expression multiplies the value of each port in a port selector 
by 100. The expression runs one time for each port in the port selector. Each instance can return a different 
result. The Expression transformation generates a separate output port for each result.
The Decimal_Selector port selector has a selection rule that includes the ports that are of decimal data type:
EMPNO   Decimal
SALARY  Decimal
DEPTNO  Decimal
The following image shows a dynamic expression that references the Decimal_Selector port selector:
Edit the output port settings to change output port names and output port properties. You can also choose 
the base port.
Input Rules
Input rules are a set of conditions in a dynamic port that define the ports to generate. You can configure input 
rules to filter the columns that a dynamic port receives and to create generated ports for the filtered 
columns. Use input rules to propagate specific columns downstream in the mapping.
To process certain columns or certain type of columns in a dynamic port, define input rules to filter the 
columns based on the names or data type. For example, an employee database table has columns with 
decimal, string, and date/time data type. You need to process data only for columns that begin with SAL and 
of data type decimal. Create a dynamic port and define input rules to include only the columns that meet this 
condition.
124       Chapter 6: Dynamic Mappings

Input Rule Configuration
Use the Input Rules dialog box to define the ports to include, to rename the generated ports, to change the 
order of the generated ports, and view the results of the rules.
The following image shows the Input Rules dialog box with a default input rule to include all ports from an 
upstream transformation:
When you configure input rules, you configure the following properties:
Include or exclude ports
Specify which ports to include or exclude in a dynamic port based on the port names or data type. You 
can define multiple rules. The Data Integration Service applies rules in the order in which they appear in 
the input rules list. Include all ports is the default input rule. Create at least one include input rule for a 
dynamic port.
Include all remaining ports
Add ports that are excluded from other dynamic ports in the transformation. When a transformation 
contains multiple dynamic ports, you can include all remaining ports from the upstream transformation 
in the last dynamic port.
Rename generated ports
Add a prefix or a suffix to the generated port names. Use prefixes or suffixes to indicate the 
transformation where ports are generated or to ensure that the port names are unique within each 
transformation.
Reorder generated ports
Display generated ports according to the order of the rules that you enter. By default, the Developer tool 
displays the ports in the same order that they appear in the upstream transformation. You can also 
change the order according to the order of ports in the Read transformation. However, if one or more 
mid-stream transformations have dynamic ports and static ports, the Developer tool displays the ports in 
the order that they appear in the nearest upstream transformation with static ports.
After you configure the rules, you can preview the generated ports to verify the combination of rules. The 
Data Integration Service evaluates rules in the order that they appear in the Input Rules dialog box. You can 
change the order of the rules to ensure that they run in the correct order.
Input Rules       125

Include or Exclude Ports
You can include or exclude ports based on the port name or data type. Each input rule uses an operator and 
selection criteria to filter ports. You can define multiple rules. The Data Integration Service applies rules in 
the order in which they appear in the input rules list. Include all ports is the default input rule.
Configure the following input rule settings to determine which ports to include or exclude:
Operator
Determines whether to include or exclude ports. Default setting is to include ports.
Selection Criteria
Determines whether to filter ports based on port names or data types. When you choose the selection 
criteria, an input rule detail dialog box appears based on the criteria. For example, you provide the Name 
selection criteria details in the Input Rule Detail By Name List dialog box
Detail
Determines which ports to filter based on the details that you provide for port names or data type.
The following table describes the selection criteria and how to specify the details for the criteria:
Selection 
Criteria
Description Criteria Details
All Includes all ports. Do not use this 
selection criteria with exclude 
operator.
You do not have to specify any details.
Name Filters ports based on the port name. Select the port names from a list of values or use a 
parameter of type Port or Port List.
Note: Name values are not case sensitive.
Type Filters ports based on the data type 
of the port.
Select data types from a list.
Pattern Filters ports based on the pattern of 
the port name.
Choose prefix, suffix, or regular expression as the pattern 
type for the port name. Then, enter a value for the pattern or 
use a parameter of type String.
Note: Pattern values are not case sensitive.
Include All Remaining Ports
When a transformation contains more than one dynamic port, you can configure the last dynamic port to 
include all ports that were not included in any other dynamic port.
For example, you want to remove the leading spaces from the string columns in a table and write the output 
of the string data along with the data for all other columns to the target. In an Expression transformation, you 
create two dynamic ports. You configure input rules to include all string data in one port and to put all 
remaining date in the other port. You choose the Include all remaining ports option for the last dynamic port.
126       Chapter 6: Dynamic Mappings

The following image shows the dynamic ports String_Ports and Remaining_Ports in the Expression 
transformation:
Rename Generated Ports
You can generate unique port names through a setting that renames generated ports with a prefix or suffix.
For example, you can add an 
Agg_
 prefix to indicate that the ports were generated in an Aggregator 
transformation.
The following image shows the renamed generated ports in the Aggregator transformation with an 
Agg_ 
prefix:
When you add ports of the same name to a transformation, the Developer tool appends a number to the 
generated port to resolve port naming conflicts. You might want to rename generated ports if the Data 
Input Rules       127

Integration Service will not be able to resolve port conflicts at run time. If the mapping uses a dynamic 
source, the Data Integration Service might encounter a port name conflict at run time. If the Data Integration 
Service encounters a port name conflict, it tries to rename the generated port. The mapping fails if the Data 
Integration Service cannot resolve the port name conflict. The mapping fails in the following situations:
•An unresolved link exists from the renamed generated port to a static port.
•A transformation property, such as group by port or join condition, uses the renamed generated port.
To avoid mapping failures, rename generated ports to ensure that the names are unique within each 
transformation.
Example - Rename Generated Ports
An Expression transformation has three dynamic ports. The "From_Read_Emp" and "From_Read_Emp2" 
dynamic ports include the generated port "Title." To avoid a name conflict, the Developer tool renames the 
generated port in "From_Read_Emp2" to "Title1."
The following image shows the renamed generated port Title1 in the Expression transformation:
You link the generated port "Title1" in the Expression transformation to a port "Title1" in the Sorter 
transformation. You also use "Title1" as the sort key.
128       Chapter 6: Dynamic Mappings

The following image shows the link from the generated port in the Expression transformation to the port in 
the Sorter transformation:
If you add another link from the port "Title" in the Read transformation to a port "Title" in the Expression 
transformation, the Developer tool renames the generated ports. The generated port in the "From_Read_Emp" 
dynamic port is renamed to "Title1." The generated port in the "From_Read_Emp2" dynamic port is renamed 
to "Title2." The link to "Title1" in the Sorter transformation appears unresolved.
The following image shows the new link between the Read and Expression transformations, the generated 
ports that the Developer tool renamed in the Expression transformation, and the unresolved link to the Sorter 
transformation:
The mapping fails at run time because the generated port that is used as the sort key might not be the 
intended port to use.
To avoid mapping failure, rename generated ports to ensure that the names are unique within each 
transformation. For example, you want to trim the leading spaces in the string ports of the "From_Read_Emp" 
dynamic port. Add a suffix 
_trim
 to the generated ports. You want to find if the ports in the 
"From_Read_Emp2" dynamic port have null values. Add a suffix 
_isnull
 to the generated ports.
Input Rules       129

The following image shows the generated ports that you renamed in the Expression transformation:
Reorder Generated Ports
You can reorder generated ports through a setting that reorders the ports based on the order of input rules or 
the ports in the Read transformation. By default, the Developer tool displays the generated ports in the same 
order that they appear in the upstream transformation.
You can choose one of the following options to reorder generated ports:
Upstream group or dynamic port
Display the ports in the same order that they appear in the group or the dynamic port of the upstream 
transformation. This is the default option.
Input rules
Display the generated ports based on the order of the input rules for the dynamic port.
The Data Integration Service reads rules in the order listed in the Input Rules dialog box. Review the port 
order and reorder them based on the order of the input rules. You can ensure that the Data Integration 
Service processes ports and rules in the order that you require. Reordering the ports also helps you view 
and analyze results.
Nearest transformation with static ports
Display the generated ports based on the order of the ports in the Read transformation.
Reordering ports based on this option helps you retain the original order of ports in the source. However, 
if one or more mid-stream transformations have dynamic ports and static ports, the Developer tool 
displays the ports in the order that they appear in the nearest upstream transformation with static ports. 
This option is valid only if the mapping has a single pipeline.
Example - Reorder Generated Ports
An employee flat file source has many columns that change frequently. You want to sort the employees by 
name and view the employee data in a way that the employee names appear in the first column followed by 
the city where the employees work. You also want to move the columns that are of type decimal to the end 
because you do not want to analyze the data for those columns.
130       Chapter 6: Dynamic Mappings

The following image shows the dynamic port From_Read_EMPLOYEE with the original order of generated 
ports:
You configure the following input rules:
•Include ports by "name" and "city."
•Include all ports by string type.
•Include all ports by decimal type.
Then, you choose to reorder the ports based on the input rule order. To verify the order, you can preview the 
port order.
Input Rules       131

The following image shows the order of the input rules:
The following image shows the reordered generated ports based on the input rules settings.
132       Chapter 6: Dynamic Mappings
Selection Rules and Port Selectors
When a transformation has generated ports, you need to configure the transformation to run successfully 
when the generated ports change. You can use a port selector to determine which ports to use in a dynamic 
expression, a lookup condition, or a joiner condition.
A port selector is a set of selection rules that determine ports. You reference a port selector in an expression. 
When the generated ports change in a dynamic mapping, the port selector can contain different ports in it. 
You can create a port selector in an Expression transformation, a Lookup transformation, or a Joiner 
transformation. These transformations contain expressions that can reference all the ports in the port 
selector.
You can configure a port selector in the following mapping objects:
Expression transformation
You can reference a port selector in a dynamic expression. When you reference a port selector in the 
expression, the expression runs against each port in the port selector. The dynamic expression returns a 
result to a separate output port for each port in the port selector. If the transformation has multiple 
expressions that reference port selectors, the transformation returns additional output ports for each 
expression.
Joiner transformation
You can reference two port selectors in a join condition. Define a port selector for the master group and 
a port selector for the detail group. The Data Integration Service compares each port in the master group 
to the port in the detail group based on the order of the ports in the port selector. You can choose one 
type of operator to compare each pair of ports. Each port selector must have the same number of ports.
For example, you configure a port selector called Master-SelectorX that contains the ports A, B, and C. 
You configure Detail-SelectorY that contains the ports D, E, F. If the join condition is 
Master-SelectorX 
= Detail-SelectorY
, then the Developer tool creates the following join condition: 
A = D AND B = E AND 
C = F
.
Lookup transformation
You can configure a port selector for the ports in a lookup condition. The Data Integration Service 
compares each port in the input port selector to a port in the lookup port selector based on the order of 
the ports in each port selector. Each port selector must have the same number of ports.
Write transformation
You can configure a port selector for the ports in the Write transformation.
When you write data to a relational or Hive target, you can choose to create or replace the target table at 
run time. You can define a DDL query based on which the Data Integration Service must create or replace 
the target table at run time. You can also configure a port selector in the DDL query.
Port Selector Configuration
When you configure a port selector, you define selection rules to determine which generated ports to include. 
The selection rules are similar to the input rules that you can configure for dynamic ports.
A port selector can include static or generated ports. Configure a port selector on the Port Selector tab.
Selection Rules and Port Selectors       133

The following image shows the Port Selector tab:
Configure the following properties for a port selector:
Name
Identifies the port selector. You can create multiple port selectors in a transformation and reference 
them in expressions.
Scope
Identifies a group of ports that the port selector applies to. You must choose the scope when you create 
a port selector for a Joiner or a Lookup transformation. These transformations have multiple input 
groups. The Joiner transformation has a Master or a Detail scope. The Lookup transformation has an 
Import or a Lookup scope. The Expression transformation has one input group. The scope is always All 
Ports.
Selection Rules
Determines the ports to include in the port selector. When you create the selection rules, the Port 
Preview panel shows the ports that qualify from the current input ports. These ports might change. 
Configure the selection rules to accommodate ports from different sources.
Selection Rules
The selection rules associated with a port selector determine the ports to include in the port selector.
When you create the selection rules, the Port Preview panel shows the ports that qualify from the current 
input ports. These ports might change. Configure the selection rules to accommodate ports from different 
sources.
Create selection rules based on the following criteria:
Operator
Includes or excludes the ports that selection rules return. Default is include. You must include ports 
before you can exclude ports.
Selection Criteria
The type of selection rule you want to create. You can create a rule based on the port type or the column 
name. To include ports based on the column name, search for specific names or search for a pattern of 
characters in the name.
Detail
The values to apply to the selection criteria. If the selection criteria is by column name, configure the 
string or name to search for. If the selection criteria is by port type, select the port types to include.
134       Chapter 6: Dynamic Mappings

The following table describes the selection criteria and how to specify the details for the criteria:
Selection 
Criteria
Description Detail
All Includes all ports. No details required.
Name Filters ports based on the port name. Select the port names from a list of values or use a 
parameter of type Port or Port List.
Type Filters ports based on the data type of 
each port.
Select data types from a list.
Pattern Filters ports by a string of characters in 
the name or by a regular expression.
Choose prefix, suffix, or regular expression as the 
pattern type for the port name. Then, enter a value for 
the pattern or use a parameter of type String.
Example - Selection Rules and Port Selectors
You configure the mapping to use dynamic sources, but the column that contains salary information in each 
source file has a different name. The column names for the different sources are 
Salary
, 
Monthly_Salary
, or 
Base_Salary
.
You perform the following tasks to run the expression with any of the salary port names:
1. You create a port selector named "Salary_PortSelector."
2. You create a selection rule to accept any port name with the suffix of "Salary."
3. Configure the expression to include the port selector name instead of a specific column name. The 
expression has the following syntax:
Salary_PortSelector * 12
Design-time Links
You can create different types of links when you design a dynamic mapping. You can create links between 
two ports, between a group and a dynamic port, between two dynamic ports, and from a generated port to a 
static port.
A design-time link (link) is a direct link that you create within a mapping. Transformations might change in 
such a way that you cannot create direct links when you design the mapping. If you cannot create links at 
design time, you can configure run-time links that determine the ports to link at run time.
Design-time Links        135

The following image shows the links in a dynamic mapping:
1. Link from a group to a dynamic port
2. Link between two dynamic ports
3. Link from a generated port to a static port
4. Link between two ports
You can create the following types of links when you design a mapping:
Link a group to a dynamic port.
A link from a group to a dynamic port propagates data for one or more columns. A group can contain 
one or more ports and dynamic ports. Input rules for a dynamic port determine the generated ports that 
appear under the dynamic port. The default rule is to include all columns in the group as generated ports 
in the dynamic port of the downstream transformation.
For example, the previous image shows a link from the All Ports group in the Read transformation to a 
dynamic port "From_Read_EMPLOYEE" in the Sorter transformation. The input rule for the dynamic port 
"From_Read_EMPLOYEE" in the Sorter transformation includes string ports.
Link two dynamic ports.
A link between two dynamic ports propagates data for one or more columns. Input rules for a dynamic 
port determine the generated ports that appear under the dynamic port. The default rule is to include all 
columns from the upstream dynamic port as generated ports in the dynamic port of the downstream 
transformation.
For example, the previous image shows a link from the dynamic port "From_Read_EMPLOYEE" in the 
Sorter transformation to another dynamic port "From_Read_EMPLOYEE" in the Expression 
transformation. The input rule for the dynamic port in the Expression transformation includes string 
ports and excludes the "name" port.
Link a generated port to a static port.
A link from a generated port to a port propagates data for a single column.
For example, the previous image shows a link from the generated port "name" under the dynamic port 
"From_Read_EMPLOYEE" in the Sorter transformation to a port "name" in the Expression transformation.
Link two static ports.
Link ports between transformations in the same manner that you do for other mappings.
136       Chapter 6: Dynamic Mappings

Link Resolution
Generated ports within a dynamic port can change based on the dynamic source or on input rules.
If you create a link from a generated port and the generated port is no longer available, the Developer tool 
shows the link to the port as an unresolved link.
For example, you update the input rule for the "From_Read_EMPLOYEE" dynamic port in the Sorter 
transformation to exclude the "name" port. The Developer tool changes the link to an unresolved link.
The following image shows an unresolved link to the port "name" in the Expression transformation:
The Developer tool shows a warning message for unresolved links when you validate the mapping. If the 
generated port is available when you run the mapping, the Data Integration Service resolves the link and 
processes the mapping. However, if the Data Integration Service cannot resolve the link, the mapping fails. 
You must remove the unresolved links to successfully run the mapping. Right-click the transformation and 
select Clear Unresolved Links to clear any unresolved links in a transformation.
Run-time Links
A run-time link is a link between groups in which the ports might change at run time. The Data Integration 
Service determines the ports to link at run time based on policies and parameters.
Create a run-time link between groups of the mapping objects if the ports in the upstream transformation can 
change at run time. If the ports can change at run time, you cannot link the ports when you design the 
mapping. Create a run-time link that can use a parameter and a link policy to determine which ports to link at 
run time.
Create a run-time link in the following situations:
You configure the Read transformation to get columns from the data source or to use a source defined by a parameter.
For example, a Read transformation uses a parameter to change the sources or that get metadata 
changes from the source at run time. The downstream transformations receive data through ports from 
a generated port that can change between mapping runs. Create and configure a run-time link to the 
downstream transformations. At run time, the Data Integration Service connects the ports based on the 
link policy or the parameter values.
Run-time Links       137

You configure the Write transformation to get columns from the data source or the data object or to use a target defined 
by a parameter.
For example, a Write transformation defines columns based on an associated data object. The Write 
transformation uses a parameter to change the target or gets metadata changes from the target at run 
time. create and configure a run-time link to the Write transformation.
Note: Do not create a run-time link to a Write transformation when you define the target columns based 
on the mapping flow.
At run time, the Data Integration Service connects the ports based on the link policy or the parameter values 
and passes the data to the downstream port.
Create a run-time link between groups of transformations if the ports in the upstream transformation can 
change at run time. The Data Integration Service determines which ports to link at run time based on a 
parameter, link policy, or both that you define. Run-time links appear as thick lines in the mapping editor.
The following image shows a run-time link between an Aggregator transformation and a Write 
transformation:
Run-time Link Configuration
Configure run-time link properties to determine which ports to link between mapping objects at run time. You 
can define a parameter or select link policy or use both to determine which ports to link.
Use the Run-time Linking dialog box or the Run-time Linking tab to configure run-time link properties.
The following image shows the Run-time Linking tab of the Write transformation:
At run time, the Data Integration Service establishes and resolves links between the ports in the following 
order:
1. Links that you manually create in the mapping editor.
138       Chapter 6: Dynamic Mappings
2. Links based on the parameter that you configured for a run-time link.
3. Links based on the link policy that you configured for a run-time link.
Configure the following properties for run-time links:
Choose the transformations
In the Links area, click the New button and select the transformation from which you want to link the 
ports at run time in the New Link dialog box. The Links area lists the group ports from which the link 
originates if the transformation has incoming run-time links.
Configure a parameter
Use a parameter when the port names can change between mapping runs and you know the port name 
values. Use a parameter of type Input Link Set to connect ports by name values between mapping runs.
For example, you create a parameter named 
Cust_InputLinkSet
 of type new Input Link Set and provide 
the default value as follows: 
C_Name -> Cust_name
. At run time, Data Integration Service creates a link 
between the ports
 C_Name
 and 
Cust_name
. You can change the values of the parameter for the next 
mapping run as follows: 
CustFirstName -> Cust_name
Configure the link policy
A link policy links any unlinked ports by name. When you define target columns by mapping flow, the 
mapping propagates all ports from the source or from upstream objects. Use a run-time linking policy to 
propagate ports of certain types or with certain names. Select the link policy when the ports have 
matching names. Use the link policy when you want to automatically link ports that have matching 
names.
You can configure the link policy to ignore a suffix or a prefix in the port names. For example, if you 
configure the link policy to ignore the suffix "_OUT", the Data Integration Service links SALARY_OUT to 
SALARY.
The linking properties appear in the Run-time Linking dialog box or on the Run-time Linking tab in the 
Properties based on the action you take to link the groups:
•Press Ctrl and drag the group from an upstream transformation to a group in the downstream 
transformation to open the Run-time Linking dialog box.
•If you cannot create dynamic ports, you can drag a group from an upstream transformation. Then, select 
Create Run-time Link in the Linking dialog box to open the Run-time Linking dialog box.
•Select the Run-time Linking tab in the Properties view of the downstream transformation.
Example - Run-time Links
A mapping has a reusable Aggregator transformation that calculates the total salary by department. The 
Aggregator transformation receives employee data from an Expression transformation that has generated 
ports.
The Expression transformation might generate the following output ports from a dynamic expression:
Read_EMP Source 1:
EMPNO_OUT
NAME_OUT
SALARY_OUT
DEPTNO_OUT
Read_EMP Source 2:
EMPNUM_OUT
FULLNAME_OUT
Run-time Links       139

SALARY_OUT
DEPT_OUT
The Aggregator transformation instance does not have a dynamic port.
Set the run-time link properties of the Aggregator transformation instance to receive the EMPNO_OUT or 
EMPNUM_OUT employee number, NAME_OUT or FULLNAME_OUT string, the SALARY number, and the 
DEPTNO_OUT or DEPT_OUT department number.
The following image shows the links between the Expression transformation and the Aggregator 
transformation:
Troubleshooting Dynamic Mappings
Consider the following troubleshooting tips when you design and test dynamic mappings:
The dynamic ports in my mapping include a column with XML data type, and the mapping failed.
You cannot propagate XML data through a mapping if any of the following conditions are true:
•You configure the Read or Write transformation to get columns from the data source.
•You configure the Write transformation to get columns from the data flow.
•You configure the data obect for the target to create or replace the target at run time.
My dynamic mapping failed with run-time errors for parameters and links. I would like to make sure that the parameters 
and links successfully resolve before I run the mapping.
When you run a dynamic mapping, the Data Integration Service compiles the mapping to complete the 
following tasks:
•Resolve parameter values.
•Expand dynamic ports and convert generated ports to static ports.
•Link static ports.
•Resolve run-time links to connect the ports.
You can view the optimized mapping to see the compiled version of a mapping. Right-click an empty 
area in the mapping editor and click Show Optimized Mapping. The Data Integration Service generates 
the optimized mapping. You can review the optimized mapping, fix any issues, and then run the mapping.
140       Chapter 6: Dynamic Mappings

The following image shows a dynamic mapping that contains transformations with dynamic ports:
The following image shows the compiled version of the dynamic mapping in which the generated ports 
are converted to static ports and are linked:
Troubleshooting Dynamic Mappings       141

Chapter 7
How to Develop and Run a 
Dynamic Mapping
This chapter includes the following topics:
•Developing and Running Dynamic Mappings, 142
•Configuring a Dynamic Source, 143
•Creating a Dynamic Port, 145
•Configuring Dynamic Ports Using Input Rules, 146
•Creating a Port Selector, 150
•Creating a Dynamic Expression , 151
•Configuring a Dynamic Target, 153
•Creating and Configuring a Run-time Link, 158
•Validating and Running a Dynamic Mapping, 160
Developing and Running Dynamic Mappings
Develop a dynamic mapping to manage changes to source metadata and to reuse the data integration logic 
for different sources and targets. Run the dynamic mapping for same or different sources and targets that 
might have metadata changes.
The following table lists the high-level tasks to develop and run a dynamic mapping. The tasks and the order 
in which you perform the tasks depend on the mapping scenario and the transformations that you plan to use 
in the mapping.
Task Reference
Create a mapping and add mapping objects. “Creating a Mapping” on page 31
“Adding Objects to a Mapping” on page 31
Configure dynamic sources for the Read or Lookup transformations to get 
metadata changes from flat file or relational sources at run time.
“Configuring a Dynamic Source” on page 
143
Create dynamic ports in transformations and link ports. “Creating a Dynamic Port” on page 145
142

Task Reference
Define input rules for dynamic ports to determine which generated ports 
to create.
-Define input rules to include or exclude ports.
-Rename the generated ports.
-Optionally, reorder generated ports.
“Configuring Dynamic Ports Using Input 
Rules” on page 146
Configure the transformations. Refer to the Informatica Developer 
Transformation Guide for details to 
configure transformations in the 
mapping.
Optionally, create port selectors to use in the transformation logic of 
Joiner, Lookup, or Expression transformations.
Creating Port Selectors
Optionally, create dynamic expressions to use in Expression 
transformations.
“Creating a Dynamic Expression ” on page 
151
Configure Write transformations to write to dynamic targets as follows:
-Define column definitions from an associated data object and get 
metadata changes from the target file or define columns definitions 
from the mapping flow of the upstream transformation.
-Create or replace target tables at run time for Write transformations 
that represent relational targets.
“Configuring a Dynamic Target” on page 
153
Create and configure a run-time link to determine which ports to link at 
run time.
“Creating and Configuring a Run-time 
Link” on page 158
After you determine where you want to use parameters in the mapping, 
create and assign parameters.
-Configure sources as parameters
-Configure targets as parameters
-Configure transformation properties as parameters
“How to Configure Parameters” on page 66
Validate, compile, and run the dynamic mapping. Chapter 7, “How to Develop and Run a 
Dynamic Mapping” on page 142
Configuring a Dynamic Source
You can configure the Read and Lookup transformations in a mapping to dynamically update metadata, 
including column names, when transformation sources change.
When you configure Read and Lookup transformations for a dynamic mapping, you can use one or more of 
the following methods:
Use a parameter as a source
When you use a parameter value as a source for a Read or Lookup transformation, you choose a 
parameter name that references a source data object that you defined elsewhere in the repository.
Configure Read and Lookup transformations to get metadata at run time
When you configure Read or Lookup transformations to get data object columns from a source at run 
time, the mapping refreshes the port definitions when the mapping runs.
Configuring a Dynamic Source       143

Using a Parameter as a Source for a Dynamic Mapping
You can use a parameter as a source for a dynamic mapping source object.
1. In the mapping editor, select the source object. 
2. In the Properties view, click the Data Object tab. 
3. To use different values for the source object between mapping runs, select Parameter in the Specify by 
list. 
4. Click New to create a new parameter, or Browse to choose an existing parameter. 
Configuring Sources to Get Metadata Changes at Run Time
You can configure data sources for source objects in mappings to get metadata changes at run time.
When the metadata for data source columns changes after you develop a mapping, the mapping might be out 
of date. You can configure data sources with an option to get this data at when the mapping runs.
1. In the mapping editor, select the source object. 
2. In the Properties view, click the Data Object tab. 
3. To dynamically get columns from the data source file at run time, select At run time, get data object 
columns from the data source. 
144       Chapter 7: How to Develop and Run a Dynamic Mapping

Creating a Dynamic Port
Create a dynamic port to receive multiple columns from an upstream transformation. The columns can 
change at run time. You can create more than one dynamic port in a transformation.
1. Create a dynamic port in the following ways: 
•Drag the All Ports group or a dynamic port from another transformation.
The Developer tool creates a dynamic port with generated ports for all columns in the upstream 
transformation, and links the ports. You can change the input rules to filter the generated ports.
The following image shows the dynamic ports in the Sorter and Expression transformations:
•In the Properties view of the transformation, select New Dynamic Port on the Ports tab.
The Developer tool creates an empty dynamic port that you can configure. You must manually link the 
ports to create generated ports.
Creating a Dynamic Port       145

The following image shows the new dynamic port in the Sorter transformation with no generated 
ports:
2. Optionally, you can change the name of the dynamic port and add a description of the port. 
The generated ports inherit port properties from the upstream transformation, and are not editable.
Configuring Dynamic Ports Using Input Rules
Define input rules to specify which ports to generate and propagate through a dynamic port in the pipeline.
Use the Input Rules dialog box to define input rules for a dynamic port, rename the generated ports to 
indicate where ports occur in a mapping, change the order of the generated ports, and view the results for the 
rules. You can add multiple rules to include and exclude ports. The Data Integration Service applies rules in 
the order that they appear in the list.
1. Open the Input Rules dialog box. 
2. Define one or more input rules for each dynamic port in the transformation. For each input rule, perform 
the following steps: 
a. Choose the operator and the selection criteria for the input rule. 
b. If you choose the Name selection criteria, specify the criteria details by name or by parameter. 
c. If you choose the Type selection criteria, select the data type of the ports from the list. 
d. If you choose the Pattern selection criteria, select the pattern type, and specify the pattern string as 
value or as paramter. 
Optionally, define the input rule for the last dynamic port in the transformation to include all remaining 
ports from the upstream transformation.
3. Rename the generated ports. 
4. Optionally, reorder the generated ports. 
5. Verify the results of the input rules and the input rule settings. 
146       Chapter 7: How to Develop and Run a Dynamic Mapping

Step 1. Open the Input Rules Dialog box
Open the Input Rules dialog box to define or edit input rules.
uOpen the Input Rules dialog box in the following ways: 
•Right-click the dynamic port in a transformation, and select Edit Input Rules.
•On the Ports tab of the transformation, click Input Rules for the dynamic port.
The Input Rules dialog box appears with a default Include All input rule.
Step 2. Define Input Rules
Define input rules to include or exclude ports that a dynamic port receives from the upstream transformation.
1. In the Include or Exclude Ports area, choose Input Rules. 
2. To edit the default input rule, perform the following steps: 
a. Choose the operator and selection criteria for the input rule. 
b. Configure the selection criteria details. 
3. Optionally, add more input rules in the order that you want the Developer tool to run the rules. 
a. Click New to add a new row for the input rule. 
b. For each input rule, choose the operator and the selection criteria, and specify the criteria details. 
4. To include only the remaining ports from the upstream transformation, perform the following steps: 
a. Create another dynamic port or choose the last dynamic in the transformation. 
b. Choose Include all remaining ports. 
This rule includes ports from the upstream transformation that are not part of other dynamic ports.
Step 2a. Choose the Operator and Selection Criteria
Choose an operator to include or exclude ports and a selection criteria to filter ports based on port names or 
data types.
1. From the Operator column, choose the Include or Exclude operator. 
The operator determines whether the rule must include or exclude ports.
2. From the Selection Criteria column, choose one of the following options: 
•All. Includes all ports. Do not choose this option with the Exclude operator.
•Name. Includes or excludes ports based on port names.
•Type. Includes or excludes ports based on data type of the port.
Configuring Dynamic Ports Using Input Rules       147

•Pattern. Includes or excludes ports based on patterns of port names.
3. From the Details column, click the Details arrow to provide the selection criteria details. 
The Input Rule Detail dialog box for the selection criteria appears.
Step 2b. Configure the Name Selection Criteria Details
If you choose the name selection criteria for the input rule, select the port names from a list of values. Or, use 
a parameter of type port or port list to specify port names that you can change at run time.
1. In the Input Rule Detail: By Name dialog box, select one of the following from the Specify by list: 
•Value. Enter port names, or select port names from a list.
•Parameter. Create a new parameter or choose an existing parameter of Port List type.
2. Specify port names values in one of the following ways: 
•Enter the port names in the Names box and click Add.
•Click Choose, select the port names in the Ports dialog box, and click OK.
3. To create a new parameter for the port name, perform the following steps: 
a. Click New. 
b. In the Parameters dialog box, enter a parameter name. 
c. Optionally, enter a parameter description. 
d. Enter a default value for the port name parameter. You can also click Choose to select port names 
from the list of ports. 
e. Click OK. 
4. To choose an existing parameter for the port name, perform the following steps: 
a. Click Browse. 
b. In the Assign Parameter dialog box, choose a parameter. 
c. Optionally, create new parameters or edit parameters from this dialog box. 
d. Click OK. 
Step 2c. Configure the Type Selection Criteria Details
If you choose the type selection criteria for the input rule, select the types from a list of data types.
1. In the Input Rule Detail: By Type dialog box, select the data types from the list. 
2. Click OK. 
148       Chapter 7: How to Develop and Run a Dynamic Mapping
Step 2d. Configure the Pattern Selection Criteria Details
If you choose the pattern selection criteria for the input rule, choose a pattern type for the port name. Enter a 
value for the pattern or use a parameter of type String to specify the value that you can change at run time.
1. In the Input Rule Detail: By Pattern dialog box, select one of the following from the Pattern Type list: 
•Prefix. To include or exclude port names that start with the prefix string.
For example, if you enter the prefix value 
E
, the input rule filters the port names that start with E or e 
such as EmpNo, empName, and EmpTitle.
•Suffix. To include or exclude port names that end with the suffix string.
For example, if you enter the suffix value 
E
, the input rule filters the port names that end with E or e 
such as empname and EMPTITLE.
•Regular expression. To include or exclude port names that follow a certain pattern.
For example, if you enter the value 
E.*No
, the input rule filters port names that start with E and end 
with No such as ENo, EmpNo, and EmployeeNo.
2. Select one of the following from the Specify by list: 
•Value. Enter the string value for the pattern.
•Parameter. Create a new parameter or choose an existing parameter of string type.
3. Specify pattern values in the String box and click OK. 
4. To create a new parameter for the pattern, perform the following steps: 
a. Click New. 
b. In the Parameters dialog box, enter a parameter name. 
c. Optionally, enter a parameter description. 
d. Enter a default value for the pattern and enter the precision value. 
e. Click OK. 
5. To choose an existing parameter for the port name, perform the following steps: 
a. Click Browse. 
b. In the Assign Parameter dialog box, choose a parameter. 
c. Optionally, create new parameters or edit parameters from this dialog box. 
d. Click OK. 
Step 3. Rename the Generated Ports
Rename generated ports to make sure that the port names are unique within a transformation.
1. In the Settings area, choose Rename Ports. 
2. Choose whether to add a prefix or a suffix to rename the generated ports. 
3. Add the text to prefix or suffix the generated ports. 
The renamed ports appear in the Port Preview area.
Configuring Dynamic Ports Using Input Rules       149
Step 4. Reorder the Generated Ports
Reorder generated ports to effectively view and analyze results.
uIn the Settings area, choose Reorder generated ports according to the input rule order. 
The reordered ports appear in the Port Preview area. The generated ports appear according to the order 
of the input rules instead of the order in which it appears in the upstream transformation.
Step 5. Verify the Dynamic Port Configuration
View the generated ports based on the rules and settings that you defined for the dynamic port.
uIn the Port Preview area of the Input Rules dialog box, verify the results of the input rule settings for the 
dynamic port. 
Creating a Port Selector
Create a port selector to determine which ports to use in a dynamic expression, a lookup condition, or a joiner 
condition.
1. Click the Port Selectors tab. 
2. In the Port Selectors area, click New. 
The Developer tool creates a port selector with a default selection rule that includes all ports.
3. In the Port Selectors area, change the port selector name to a unique name. 
4. If you are working on the Joiner transformation or the Lookup transformation, choose the scope. 
The available ports change based on the group of ports that you choose.
5. In the Selection Rules area, select an Operator. 
•Include. Create a rule that includes ports for the port selector. You must include ports before you can 
exclude ports.
•Exclude. Create a rule that excludes specific ports from the port selector.
6. Choose the Selection Criteria. 
•By Name. Select specific ports by name. You can select the port names from a list of ports in the 
scope.
•By Type. Select ports by type. You can select one or more data types.
•By Pattern. Select ports by a pattern of characters in the port name. You can search with specific 
characters or you can create a regular expression.
The following image shows the Port Selector tab:
150       Chapter 7: How to Develop and Run a Dynamic Mapping

7. Click the Detail column. 
The Input Rule Detail dialog box appears.
8. Select the values to filter ports by. 
•By Name. Choose to create a port list by value or by a parameter. Click Choose to select the ports in 
the list.
•By Type. Select one or more data types from a list. The Port Preview area shows ports of the types 
that you select.
•By Pattern. Choose to search the prefix or suffix of the port name for a specific pattern of characters. 
Or, choose to create a regular expression to search with. Configure a parameter or configure the 
pattern to search with.
The Port Preview area shows the ports in the port selector as you configure the rules.
9. To reorder the ports in the port selector, select Reorder generated ports according to the input rule 
order. 
Creating a Dynamic Expression
Create a dynamic expression in an Expression transformation to run the expression one time for each port in 
a dynamic port or a port selector. The dynamic expression returns the results to a separate generated port 
for each instance.
1. In the Expression transformation, go to the Properties view and click the Ports tab. 
2. Click New Dynamic Port. 
The Developer tool creates a dynamic port with default properties.
3. Rename the dynamic port and disable the input option. 
The dynamic port must be an output port.
4. In the Expression column for the dynamic output port, click the Open button ( ). 
Creating a Dynamic Expression        151

The Dynamic Expression dialog box appears:
5. In the Expression editor, enter an expression. The expression can include a port selector or a dynamic 
port. 
For example, 
LTRIM(RTRIM(Dynamic_Customer))
, where Dynamic_Customer is a dynamic port.
6. Click Validate to validate the expression. 
7. Click OK to exit the Validate Expression dialog box. 
8. In the Output Port Settings area, select the dynamic output port from the Base Port list or choose a port 
selector that you referenced in the expression. 
The Developer tool generates output ports based on what you select.
152       Chapter 7: How to Develop and Run a Dynamic Mapping

9. Use the following steps to rename the output ports: 
a. Click Edit Output Port Settings. 
The Output Port Settings dialog box appears.
b. In the Name list, select one of the options and enter a value for the prefix or suffix. If you selected 
Fixed string + Auto-number, enter the text for output port name. For example, if you enter TRIM for 
the output port name, the output port names appear as TRIM1, TRIM2, TRIM3. 
c. Optionally, choose Specify settings in the Other Settings area to change the type, precision, and 
scale for the output ports. By default, the output ports use the settings of the base ports. 
d. Click OK. 
10. Click OK to exit the Dynamic Expression editor. 
Configuring a Dynamic Target
You configure a Write transformation to receive columns from the target at run time when target metadata 
changes. Optionally, specify a parameter as the target data object to enable the assignment of different 
Configuring a Dynamic Target       153

values. You can also specify whether the Write transformation uses an associated object or a mapping flow 
for port definitions.
When you configure the Write transformation for a dynamic mapping, you can use one or more of the 
following methods:
Use a parameter as a target
Specify a parameter as the underlying data object for the target to enable you to change the schema for 
the Write transformation through the parameter.
Get data object columns from the target at run time
Enable the option to get data object columns from the target at run time to dynamically update Write 
transformation ports with changes in the target schema.
Define a DDL query to create or replace the target at run time
When you choose to create or replace the target at run time, you can define a DDL query to create the 
target based on the query that you define. You can define a DDL query for relational and Hive targets.
Define Write transformation ports from mapping flow
When you choose to define ports from mapping flow, the Data Integration Service defines Write 
transformation ports based on upstream column definitions. Target columns update dynamically at run 
time.
Using a Parameter as a Target for a Dynamic Mapping
You can use a parameter as the data object for the transformation and then change the parameter at run 
time.
1. Select the Write transformation in the mapping editor. 
2. In the Properties view, click the Data Object tab. 
3. Select Parameter in the Specify by list. 
4. Select one of the following options: 
•Click New to create a parameter. Name the parameter, and then browse to select a default value for 
the parameter.
•Click Browse to select an existing parameter.
154       Chapter 7: How to Develop and Run a Dynamic Mapping

The following image shows a transformation with a parameter as a data source:
Getting Target Object Columns from the Data Source at Run-Time
You can enable the option to get data object columns from the data source at run-time.
When you select the option to get data object columns from the data source at run time, the mapping fetches 
the data object columns to the transformation when the mapping runs. If the data source columns and 
metadata have changed, then the mapping fetches the changed information.
1. In the Properties view, click the Data Object tab. 
2. Select At run time, get data object columns from the data source. 
Defining a DDL Query to Create or Replace the Target at Run Time
When you choose to create or replace the target at run time, you can define a DDL query based on which the 
Data Integration Service must create or replace the target table at run time. You can define a DDL query for 
relational and Hive targets. You can enter placeholders and parameters in the DDL query.
1. In the Properties view, click the Advanced tab. 
2. Select the Create or replace table at runtime option. 
The DDL query field is available.
3. Click Edit. 
The DDL query dialog box appears.
4. Enter the DDL query in the editor. 
Configuring a Dynamic Target       155

You can enter placeholders in the DDL query. The Data Integration Service substitutes the placeholders 
with the actual values at run time. For example, if a table contains 50 columns, instead of entering all the 
column names in the DDL query, you can enter a placeholder.
You can enter the following placeholders in the DDL query:
•INFA_TABLE_NAME. Fetches the target table name at run time.
•INFA_COLUMN_LIST. Fetches a list of columns in the target table at run time.
•INFA_PORT_SELECTOR. Adds port selectors.
Note: The placeholder names are case sensitive. You must enclose the placeholders within two curly 
brackets. For example, {INFA_TABLE_NAME}.
You can also perform the following steps to define the DDL query.
•To add a column name, double-click a column in the Columns tab.
•To define a parameter, click the Parameters tab, and double-click a parameter name. You can also 
click Manage Parameters to add, edit, or delete parameters.
•To configure a port selector, click the Port Selector tab, and double-click a port selector. You can also 
click New to configure a new port selector.
The following image shows a DDL query to create a Hive target table:
The DDL query in the image contains the INFA_TABLE_NAME, INFA_COLUMN_LIST, and 
INFA_PORT_SELECTOR placeholders. It also contains a parameter to define the storage format.
If you do not enter a DDL query, the Data Integration Service creates the target based on the mapping 
flow or data object.
5. Click OK to save the DDL query. 
Defining Write Transformation Ports
Define target object columns by mapping flow to enable upstream mapping objects to update the incoming 
ports for the Write transformation.
1. In the Properties view, click the Ports tab. 
156       Chapter 7: How to Develop and Run a Dynamic Mapping

2. Select Columns defined by: Mapping flow. 
The following image shows the Ports tab populated with ports defined by the associated data object:
3. Enable dynamic ports and targets: 
a. Drag upstream ports to the input pane of the Write transformation. 
The target gets column definitions from upstream mapping objects.
b. In the Properties view, click the Advanced tab. 
c. Select Create or replace table at run-time. 
The following image shows the Create or replace table at run-time option in the Advanced tab of 
the target object: 
At run-time, the Data Integration Service creates, or drops and replaces, the target table.
Note: When a mapping contains multiple targets whose columns are defined by the same physical 
data object, enable the Create and replace table at run-time option for only one of the targets. If you 
enable this option for more than one target, the metadata of the table that the mapping creates 
would match only one of the targets, and the mapping fails.
Configuring a Dynamic Target       157

Creating and Configuring a Run-time Link
Create a run-time link between transformation groups to link ports at run time based on a parameter or a link 
policy or both.
1. Create a run-time link in the following ways: 
•Press Ctrl and drag the group to a downstream transformation in the dynamic mapping.
The Run-time Linking dialog box appears.
•To create a run-time link to a Write transformation or a reusable transformation, drag a group from an 
upstream transformation to a group in the reusable transformation or a Write transformation. Then, 
select Create Run-time Link in the Linking dialog box to open the Run-time Linking dialog box.
•In the downstream transformation to which you want to create a run-time link, go to the Properties 
view and click the Run-time Linking tab.
2. In the Link Properties area, select one or both from the following options to determine which ports to 
link at run time: 
•Parameter. Use parameter if the port names can change between mapping runs and you know the 
port names. You can create a new parameter or choose an existing parameter of type Input Link Set.
•Link Policy. Use link policy to automatically link ports by name. This option is selected by default. If 
the port names contain a prefix or suffix, enter the string to ignore.
3. To create a new parameter of Input Link Set type, perform the following steps: 
a. Click New. 
b. In the Parameters dialog box, enter a parameter name. 
For example, 
Cust_InputLinkSet
.
158       Chapter 7: How to Develop and Run a Dynamic Mapping

c. Optionally, enter a parameter description. 
d. Enter a default value for the parameter as comma-separated pairs of ports. 
For example, enter the default value as follows:
C_NAME->Cust_name, C_ACCTBAL->Cust_acctbal
e. Click OK. 
4. To choose an existing parameter of Input Link Set type, perform the following steps: 
a. Click Browse. 
b. In the Assign Parameter dialog box, choose a parameter. 
c. Optionally, create new parameters or edit parameters from this dialog box. 
d. Click OK. 
5. Optionally, to add another run-time link from the Run-time Linking dialog box, perform the following 
steps: 
a. Click the New button ( ) in the Links area. 
The New Link dialog box appears.
b. Choose a group from another transformation in the dynamic mapping. 
6. Click OK to create a run-time link. 
Creating and Configuring a Run-time Link       159

The Developer tool creates run-time links between the groups.
7. To edit an existing run-time link, right-click the link, and select Run-time Linking 
The Run-time Linking dialog box appears where you can change the options to determine which ports to 
link.
Validating and Running a Dynamic Mapping
Validate a mapping to ensure that the Data Integration Service can read and process the entire mapping, and 
run the mapping to write the transformed data to the target.
1. Open the mapping, click Edit > Validate. 
If errors appear in the Validation Log view, fix the errors and validate the mapping again.
2. When the mapping is valid, click File > Save to save the mapping. 
3. Click Run > Run Mapping. 
The Run Mapping window displays the progress of the mapping run. The mapping runs and writes the 
output to the target file.
4. Click Window > Show View > Progress to view the progress of the mapping run. 
The Progress view opens.
5. Change parameter values between mapping runs. 
6. Validate and re-run the mapping after the source schema has changed or after you changed the 
parameter values. 
160       Chapter 7: How to Develop and Run a Dynamic Mapping

Chapter 8
Dynamic Mapping Use Cases
This chapter includes the following topics:
•Use Case: Dynamic Mapping for Metadata Changes in Relational Sources, 161
•Use Case: Reuse Dynamic Mapping for Different Sources and Targets, 172
Use Case: Dynamic Mapping for Metadata Changes 
in Relational Sources
You are a developer for an organization that must aggregate total customer orders. The organization receives 
customer data and customer order data as two tables from different departments on a weekly basis. The 
departments often change the order of the columns or add new columns to the tables. You need to develop a 
dynamic mapping that can accommodate the changing source schema and aggregate the total customer 
orders.
Source Tables
CUSTOMER and ORDERS are the source tables for the Read transformations in the mapping.
The following table lists the columns and metadata for the CUSTOMER table with the C_CUSTKEY column as 
the primary key:
Name Native Type Precision Scale
C_CUSTKEY number(p,s) 38 0
C_NAME varchar2 25 0
C_ADDRESS varchar2 40 0
C_NATIONKEY number(p,s) 38 0
C_PHONE varchar2 15 0
C_ACCTBAL number(p,s) 10 2
C_MKTSEGMENT varchar2 10 0
161

The following table lists the columns and metadata for the ORDERS table:
Name Native Type Precision Scale
O_ORDERKEY number(p,s) 38 0
O_CUSTKEY number(p,s) 38 0
O_ORDERSTATUS varchar2 1 0
O_TOTALPRICE number(p,s) 10 2
O_ORDERDATE date 19 0
O_ORDERPRIORITY varchar2 15 0
O_CLERK varchar2 15 0
O_SHIPPRIOIRITY number(p,s) 30 0
Target Table
CUSTOMERSUMMARY is the target table for the Write transformation in the mapping.
The following table lists the columns and metadata for the CUSTOMERSUMMARY table:
Name Native Type Precision Scale
C_CUSTKEY number(p,s) 38 0
C_NAME varchar2 25 0
C_ADDRESS varchar2 40 0
C_NATIONKEY number(p,s) 38 0
C_PHONE varchar2 15 0
C_ACCTBAL number(p,s) 10 2
C_MKTSEGMENT varchar2 10 0
C_TOTALAMOUNT number(p,s) 10 2
Dynamic Mapping
Create a mapping m_CustomerLoad and configure the following dynamic mapping functionality:
•Read transformations that can read from dynamic sources
•Dynamic ports in the downstream transformations that can pass new and changed columns
•Write transformation that can write to dynamic targets
•Run-time links that can connect ports to the Write transformation at run time
162       Chapter 8: Dynamic Mapping Use Cases

When you run the mapping, the Data Integration Service performs the following tasks:
1. Fetches the structure of the data objects and metadata changes in the source files.
2. Passes the new and changed columns to each transformation through dynamic ports.
3. Connects the new and changed ports to the Write transformation.
4. Writes the transformed data to the target.
The following image shows the objects in the mapping:
The mapping contains the following objects:
Read_CUSTOMER
Read transformation that represents the relational source CUSTOMER. The relational table contains a 
separate row for each customer.
Read_ORDERS
Read transformation that represents the relational source ORDERS. The relational table that contains a 
separate row for each customer order.
Join_CustomerOrders
Joiner transformation that joins the CUSTOMER and ORDERS sources.
Agg_CustomerOrders
Aggregator transformation that aggregates the total customer orders.
Write_CUSTOMERSUMMARY
Write transformation that represents the relational target CUSTOMERSUMMARY. The relational table 
contains a column for the mapping to write the aggregated value for total orders grouped by customer.
Step 1. Configure the Read Transformations
Configure the Read transformations to fetch column and metadata changes directly from the dynamic 
sources at run time.
1. Add two Read transformations that represent the CUSTOMER and ORDERS relational data objects. 
Use Case: Dynamic Mapping for Metadata Changes in Relational Sources       163

2. Configure the Read_CUSTOMER transformation to fetch column and metadata changes directly from the 
sources at run time. 
a. Select the Read_CUSTOMER transformation. 
b. In the Properties view, click the Data Object tab. 
c. Select At run time, get data object columns from the data source. 
The following image shows the Data Object tab settings of the Read_CUSTOMER transformation:
3. Configure the Read_ORDERS transformation to fetch column and metadata changes directly from the 
sources at run time. 
a. Select the Read_ORDERS transformation. 
b. In the Properties view, click the Data Object tab. 
c. Select At run time, get data object columns from the data source. 
Step 2. Configure the Joiner Transformation
Add a Joiner transformation to the mapping and configure dynamic ports to receive any new and changed 
columns from the Read transformation. Define a join condition to join the two source tables CUSTOMER and 
ORDERS.
1. Add a Joiner transformation Join_CustomerOrders to the mapping. 
2. Create dynamic ports in the Joiner transformation: 
a. From the Read_Customer transformation, drag the All Ports group to the Master group in the Joiner 
transformation. 
The Developer tool creates a dynamic port From_Read_CUSTOMER in the Master group and the 
Output group.
b. From the Read_Orders transformation, drag the All Ports group to the Detail group in the Joiner 
transformation. 
The Developer tool creates a dynamic port From_Read_ORDERS in the Detail group and the Output 
group.
The dynamic ports include all ports from the corresponding Read transformations as generated ports.
164       Chapter 8: Dynamic Mapping Use Cases

The following image shows the All Ports groups from the Read transformations linked to the two 
dynamic ports in the Joiner transformation:
3. In the Properties view, click the Join tab. 
4. Click the New button, and define the join condition as C_CUSTKEY = O_CUSTKEY_DTL. 
The following image shows the Join tab with the join condition defined:
Step 3. Configure the Aggregator Transformation
Add an Aggregator transformation to the mapping and configure dynamic ports to receive any new and 
changed columns from the Joiner transformation. Create an aggregate expression to calculate the total price 
of customer orders and group the aggregation by customer.
1. Add an Aggregator transformation Agg_CustomerOrders to the mapping. 
2. Create dynamic ports in the Aggregator transformation: 
a. From the Output group in the Joiner transformation, drag the From_Read_CUSTOMER dynamic port 
to the Aggregator transformation. 
A dynamic port From_Read_CUSTOMER appears in the Aggregator transformation.
b. From the From_Read_ORDERS dynamic port of the Output group in the Joiner transformation, drag 
the O_TOTALPRICE_DTL generated port to the Aggregator transformation. 
Use Case: Dynamic Mapping for Metadata Changes in Relational Sources       165

The following image shows the ports from the Joiner transformation linked to the Aggregator 
transformation:
3. In the Properties view, click the Ports tab. 
4. Click the New button to create a port to aggregate prices of the orders. 
The Developer tool creates a new port called Field.
5. Select the new port, and change the column values as follows: 
•Name: O_TOTALAMOUNT
•Type: decimal
•Precision: 10
•Scale: 2
•Input: Clear the selection to make this port an output-only port.
The following image shows the ports in the Aggregator transformation:
166       Chapter 8: Dynamic Mapping Use Cases

6. In the Expression column for the O_TOTALAMOUNT port, click the Open button. 
The Aggregator Expression window appears.
7. Replace the existing expression in the editor with the following expression: 
SUM(O_TOTALPRICE_DTL) 
8. Click Validate to validate the expression. 
9. Click OK. 
10. Click OK to exit the Aggregator Expression editor. 
11. In the Properties view, click the Group By tab. 
12. Specify the group by port to aggregate the total price by market segment as follows: 
a. Make sure that Value from the Specify by list is selected. 
b. Click Choose. 
The Ports dialog box appears.
Use Case: Dynamic Mapping for Metadata Changes in Relational Sources       167

c. Select the checkbox next to C_CUSTKEY and click OK. 
The following image shows the selected group by port:
You can preview the Aggregator transformation data to make sure that it contains the expected results. In 
the mapping editor, right-click the Aggregator transformation and select Run Data Viewer. The data 
calculated by the transformation appears in the Data Viewer view.
Step 4. Configure the Write Transformation
Add a Write transformation and configure the Write transformation to fetch column changes directly from the 
target at run time.
1. Add the 
CUSTOMERSUMMARY
 relational data object as the Write transformation. 
The Write transformation appears in the editor as Write_CUSTOMERSUMMARY.
2. Verify that the Write transformation is configured to automatically re-import metadata changes. 
a. In the Properties view, click the General tab. 
b. Make sure that Synchronize input ports is chosen. 
3. Configure the Write transformation to get columns directly from the target table at run time. 
a. In the Properties view, click the Data Object tab. 
b. Select At run time, get data object columns from the data source. 
168       Chapter 8: Dynamic Mapping Use Cases

Step 5. Create and Configure a Run-time Link
Create a run-time link to the Write transformation and configure a link policy to establish and resolve links by 
port names at run time.
1. Press Ctrl and drag the All Ports group from the Aggregator transformation to the All Ports group of the 
Write transformation. 
The Run-time Linking dialog box appears.
2. Verify that Link Policy in the Link Properties area is selected to automatically link ports by name at run 
time. 
3. Click OK. 
The Developer tool creates a run-time link between the Aggregator transformation and the Write 
transformation.
Step 6. Validate and Run the Mapping
Validate and run the mapping. Preview the data in the target data object to verify the result.
1. In the mapping editor, click Edit > Validate. 
2. When the mapping is valid, click File > Save to save the mapping. 
3. Click Run > Mapping. 
The Run Mapping window displays the progress of the mapping run. The mapping runs and writes the 
output to the target file.
Use Case: Dynamic Mapping for Metadata Changes in Relational Sources       169

4. In the Object Explorer view, locate the 
CUSTOMERSUMMARY
 data object in your project and double click the 
data object. 
The data object opens in the editor.
5. Click Window > Show View > Data Viewer. 
The Data Viewer view appears.
6. In the Data Viewer view, click Run. 
The Data Viewer view runs and displays the data.
In this example, the C_TOTALAMOUNT column displays the aggregated total price of customer orders.
Step 7. Run the Mapping after Changes to the Source Schema
The departments that provide the customer data table and customer order data table add a new column 
Comments to the tables. View the column changes in the dynamic mapping and validate and rerun the 
mapping. You can preview the data in the target data object to verify the updated result.
The following table lists the columns and metadata for the updated CUSTOMER table with the new 
C_COMMENT column:
Name Native Type Precision Scale
C_CUSTKEY number(p,s) 38 0
C_NAME varchar2 25 0
C_ADDRESS varchar2 40 0
C_NATIONKEY number(p,s) 38 0
C_PHONE varchar2 15 0
C_ACCTBAL number(p,s) 10 2
C_MKTSEGMENT varchar2 10 0
C_COMMENT varchar2 117 0
170       Chapter 8: Dynamic Mapping Use Cases

The following table lists the columns and metadata for the updated ORDERS table with the new O_COMMENT 
column:
Name Native Type Precision Scale
O_ORDERKEY number(p,s) 38 0
O_CUSTKEY number(p,s) 38 0
O_ORDERSTATUS varchar2 1 0
O_TOTALPRICE number(p,s) 10 2
O_ORDERDATE date 19 0
O_ORDERPRIORITY varchar2 15 0
O_CLERK varchar2 15 0
O_SHIPPRIOIRITY number(p,s) 30 0
O_COMMENT varchar2 79 0
1. In the mapping editor, view the changes to the mapping. 
The Read and Write transformations automatically reflect the new columns. The dynamic ports in the 
Joiner and Aggregator transformations automatically have the new columns C_COMMENT and 
O_COMMENT from the respective Read transformations.
2. To validate the changed mapping, click Edit > Validate. 
3. When the mapping is valid, click File > Save to save the mapping. 
4. Click Run > Mapping. 
The Run Mapping window displays the progress of the mapping run. The mapping runs and writes the 
output to the target file.
5. In the Object Explorer view, locate the 
CUSTOMERSUMMARY
 data object in your project and double click the 
data object. 
Use Case: Dynamic Mapping for Metadata Changes in Relational Sources       171
The data object opens in the editor.
6. Click Window > Show View > Data Viewer. 
The Data Viewer view appears.
7. In the Data Viewer view, click Run. 
The Data Viewer view runs and displays the data.
8. Verify that the mapping shows the expected results after the source schema has changed. 
The C_TOTALAMOUNT column displays the aggregated total price of customer orders.
Use Case: Reuse Dynamic Mapping for Different 
Sources and Targets
You are a developer for an organization that must clean different data files to remove beginning and end 
blanks in string values. The data files have different column names and have multiple columns of type string. 
You need to develop a dynamic mapping that can remove blanks from the beginning and end of strings from 
different sources and write the output to different targets.
Source Files
The source files are flat files that contain string data with blanks in the beginning and end. The source files 
for the Read transformation include Customer_FF and orders_FF.
Example procedure reads from the Customer_FF file in the first mapping run and the orders_FF file in the 
second mapping run.
Customer_FF columns and data
Customer_FF contains the following columns:
C_Id
C_Fullname
C_title
C_comp
C_addr
C_suite
C_city
C_state
C_zip5
C_country
C_phone
C_fax
C_date
C_email
C_description
where the data type of C_ID and C_zip5 columns is number, and the data type of other columns is string.
Customer_FF contains the following data:
C_Id,C_Fullname,C_title,C_comp,C_addr,C_suite,C_city,C_state,C_zip5,C_country,C_phone
,C_fax,C_date,C_email,C_description
1, Smith John,Account Executive,DKR MANAGEMENT COMPANY INC,100 High Street,
5406,Anytown,TN,22342,USA,4047668150,2124031386,31/08/1985,bwilliama@yahoo.com,    
ACTIVE
2,Balasubramanian Krishna,Account Executive,EASTON & COMPANY,71 Congress Parkway,
789,Bangalore,Karnataka,38103,India,
4046345228,4151689756,29/10/1985,bmatthewc@univ.edu,    ACTIVE
172       Chapter 8: Dynamic Mapping Use Cases
3, Johnson Lars,Regional Sales Exec,GREATER BAY BANCORP,123 Snow St.,43543,St. 
Paul,MN,55103,USA,4046581534,6122945948,7/9/1992,      ehpuniv.edu,INACTIVE
4,Zogby Kevin,Regional Sales Exec, HEWLETT-PACKARD,317 29th. St.,5856,San 
Francisco,CA,94116,USA,4042662730,4155466814,7/8/1985,grobertwuniv.edu,    ACTIVE
5,Franklin Roosevelt,Sales Representative,JAYD TRADING,1511 Wacker Dr,
6334,Chicago,IL,60606,USA,7703965851,2065075486,20/10/1982,trichard@univ.edu,INACTIVE
6,  Cruz Emilio,Sales Representative,JEFFERSON-PILOT LIFE INSURANCE,700 Ponce de 
Leon Blvd,757,Miami,FL,33134,USA,
4043500799,2127655499,31/07/1983,ahelle@mailcity.com,    ACTIVE
7, King BB,Sales Representative,KUWAIT PETROLEUM CORPORATION,18 Beale St,
967,Memphis,TN,38103,USA,4046243979,2151717120,27/09/1989,     
glizziem@univ.edu     ,INACTIVE
8,Presley Elvis,Sales Representative,PRINCIPIA PARTNERS,45 N Green St.,
43546,Tupelo,MS,38804,USA,4043733125,3311313591,26/07/1992,,    ACTIVE
9,Olson Floyd,Acct MGR., SOLITON ASSOCIATES INC.,21 Lake Harriet Pkwy,
869790,Mineaspolis,MN,55410,USA,7706425402,3232429056,27/08/1993,,INACTIVE
10,Chu Steven,Account Executive,WQXR,2100 Sepulveda Blvd,3434,Los Angeles,CA,
90049,USA,4042319005,2126509756,29/09/1988,akennetha@univ.edu,    ACTIVE
For example, the first and third rows have space in the beginning of the name:
1, Smith John,
3, Johnson Lars,
orders_FF columns and data
orders_FF contains the following columns:
OrderID
Customer_ID
Company
CompanyAddress
CompanyCity
CompanyState
CompanyZip
OrderContact
DeliveryAddress
DeliveryCity
DeliveryState
PaymentType
PaymentTerms
Title
DeliveryOption
DeliveryVendor
ConfirmationCode
OrderAmount
OrderType
ProductDescription
where the data type of Customer_ID column is number, and the data type of other columns is string.
orders_FF contains the following data:
O-5079,10110085,JOSEPHTHAL LYON & ROSS,96 FISHER ROAD,   MAHWAH,NJ,7430,PARKE 
PERSLEY OR RAYFORD LECROY,96 FISHER ROAD,MAHWAH,NJ,American Express,CHARGE,Account 
Executive,UPA,United Parcel Service Air,44162,$21.00 ,Generic,O/L/B P/W L/S TAWNY 
SHIMMER .08 OZ.
O-6658,10110086,NRCA,10255 W.HIGGINS RD.,   ROSEMONT,IL,60018-5607,ROLANDA SORTO,
10255 W.HIGGINS RD.,ROSEMONT,IL,American Express,CHARGE,Account Executive,UPA,United 
Parcel Service Air,44163,$56.40 ,Generic,O-L.B PW LIPSTYLO LASTING PERFECTION .08 OZ.
O-8195,10110087,POND EQUITIES,4522 FT. HAMILTON PKWY., BROOKLYN,NY,11219, KONSTANTIN 
PEDDICORD,4522 FT. HAMILTON PKWY.,BROOKLYN,NY,American Express,CHARGE,Account 
Executive,UPA,United Parcel Service Air,44164,$78.00 ,Generic,O/L/B P/W L/S TAWNY 
SHIMMER LASTING PERFECTION LIPSTYLO TAWNY SHIMMER .08 OZ.
O-9130,10110088,   SCHRODER & COMPANY   ,787 SEVENTH AVENUE,            NEW YORK,NY,
10019,GIORGIA TWITCHELL,787 SEVENTH AVENUE,NEW YORK,NY,American 
Express,CHARGE,Account Executive,UPA,United Parcel Service Air,
44165,$14.00 ,Generic,A/COL L PERFECTION L/S REF P SUPREME LASTING PERFECTION 
LIPSTYLO TAWNY SHIMMER .08 OZ.
O-9352,10110089,YUASA TRADING COMPANY (AMERICA),150 EAST 52ND STREET,NEW YORK,NY,
10005,STEFFI MCGLOWN,150 EAST 52ND STREET,NEW YORK,NY,American 
Use Case: Reuse Dynamic Mapping for Different Sources and Targets       173
Express,CHARGE,Account Executive,UPA,United Parcel Service Air,
44166,$54.00 ,Generic,O/L/B L PERFECTION REF LIPSTYLO COFFEE PEACH SUPREME .08 OZ.
O-9517,10110090,DAI ICHI KANGYO BANK,1 WORLD TRADE CENTRE  SUITE 49 - 11,NEW 
YORK,NEW YORK,10048,AIKEN DOBRICK,1 WORLD TRADE CENTRE  SUITE 49 - 11,NEW YORK,NEW 
YORK,American Express,CHARGE,Account Executive,UPR,United Parcel Service Red,
44167,$58.00 ,Generic,LASTING PERFECTION LIP COLOR HOLLYWOOD GLAMOUR 1.7 G MAUVE ICE 
#752
O-9639,10110091,FIRST GLOBAL SECURITIES,614 EAST COLORADO BLVD.,PASADENA,CA,91101,  
KIRSTENI SIPPEL,614 EAST COLORADO BLVD.,PASADENA,CA,American Express,CHARGE,Account 
Executive,FSO,Federal Express Overnight,44168,$24.00 ,Generic,A/COL L PERFECTION L/S 
REF P SUPREME .08 OZ.
O-9761,10110092,MILTON PARTNERS,56 MASON STREET,     GREENWICH     ,CT,6830,ORLANTA 
DYSON,56 MASON STREET,GREENWICH,CT,American Express,CHARGE,Account 
Executive,UPI,United Parcel Service International,44169,$75.20 ,Generic,LASTING 
PERFECTION LIPSTYLO PEACH SU .08 OZ.
O-9883,10110093,   TAX ANALYSTS   ,6830 N. FAIRFAX DRIVE,ARLINGTON,VA,22213,NEWLIN 
MCCART,6830 N. FAIRFAX DRIVE,ARLINGTON,VA,American Express,CHARGE,Account 
Executive,FSO,Federal Express Overnight,44170,$275.40 ,Generic,O/L/B L PERFECTION L/
STYLO REF P SUPRE
O-5438,10110094,VECTORMEX,535 MADISON AVENUE,NEW YORK,NY,10022,LONNA HUGGINS,535 
MADISON AVENUE,NEW YORK,NY,American Express,CHARGE,Account Executive,FSO,Federal 
Express Overnight,44171,$60.00 ,Generic,LASTING PERFECTION DOUBLE PERFORMANCE 
LIPSTICK PEACH SUPREME .08 OZ.
For example, the fourth row has space in the beginning and ending of the company name:
O-9130,10110088,   SCHRODER & COMPANY   ,
Target Files
The target file is a flat file where the mapping writes the data after removing the blanks in the beginning and 
end of string values. Create a customerTrim.csv file as the target file for the target data object.
Use parameters to change the output file name at run time when you use a different data source. The Data 
Integration Service creates the output file based on the parameter value for the target file name and saves 
the file to the target directory on the system where Informatica services is installed.
Dynamic Mapping
Create a mapping m_Replication_Template and configure the following dynamic mapping functionality:
•Read transformation that uses a parameter for the data object to read from different sources
•Dynamic ports in the downstream transformations that can pass new or changed columns
•Expression transformation that contains a dynamic expression to remove leading and trailing spaces in 
strings
•Write transformation that creates target columns based on the mapping flow and uses a parameter in the 
target data object for the target file name
When you run the mapping, the Data Integration Service performs the following tasks:
1. Reads the data from the appropriate source file based on the parameter value for the source data object.
2. Passes the new and changed columns to the downstream transformations through dynamic ports.
3. Expands the dynamic expression and processes the expression function for each generated port in the 
dynamic port.
4. Creates columns in the Write transformation based on the mapping flow and writes the transformed 
data to the appropriate target file based on the parameter value.
174       Chapter 8: Dynamic Mapping Use Cases

The following image shows the objects in the mapping:
The mapping contains the following objects:
Read_Customer_FF
Read transformation that represents a flat file source. The flat file contains string data with leading and 
ending spaces.
Exp_TRIM
Expression transformation that contains a dynamic expression to remove leading and trailing spaces for 
ports of type string.
Exp_Output
Expression transformation that contains transformed string ports, and remaining ports from the source 
object.
Write_customerTrim_FF
Write transformation that represents a flat file target. The mapping writes the output to the flat file 
target.
Step 1. Configure the Read_Customer_FF Read Transformation
Configure the Read_Customer_FF Read transformation to use a parameter of type Resource to change the 
source data object between mapping runs.
1. Add a Read transformation that represents the Customer_FF flat file data object. 
The Read transformation appears in the editor as Read_Customer_FF.
2. In the Properties view, click the Data Object tab. 
3. Select Parameter in the Specify by list. 
4. Click New to create a new parameter. 
The Parameters dialog box appears.
5. Enter the parameter name as 
Param_Src
. 
6. Click Browse in the Default Value. 
7. In the Select location dialog box, select the data object that you want to provide as the default value. 
An example default value is 
MRS//Cust_Dept/Customer_FF
, where 
MRS
 is the Model Repository Service 
and 
Cust_Dept
 is the project where the 
Customer_FF
 data object is stored. You can change the value of 
the parameter when you run the mapping.
Use Case: Reuse Dynamic Mapping for Different Sources and Targets       175

The following image shows the Data Object tab after you define the settings:
Step 2. Configure the Exp_TRIM Expression Transformation
Add an Expression transformation Exp_TRIM to the mapping and configure the transformation to remove the 
spaces in the beginning and end of the strings.
1. Create a dynamic port to receive columns from the Read transformation and define input rules to include 
only the string ports. 
2. Create a dynamic output port and define a dynamic expression to remove the spaces in the beginning 
and end of the strings. 
176       Chapter 8: Dynamic Mapping Use Cases

Create a Dynamic Port and Define Input Rules
Create a dynamic port to receive columns from the Read transformation. Define input rules to include only 
the string ports in the dynamic port.
1. Drag the All Ports group from the Read_Customer_FF transformation to the All Ports group in the 
Exp_TRIM transformation. 
The Developer tool creates a dynamic port From_Read_CUSTOMER_FF in the Exp_TRIM transformation.
The following image shows the dynamic port in the Exp_TRIM transformation that includes all ports from 
the Read transformation as generated ports:
2. Right-click the dynamic port, and select Edit Input Rules. 
The Input Rules dialog box appears.
3. Select by Type from the Selection Criteria column. 
4. Click the Details button to select the data type you want to include. 
5. In the Input Rule Detail: By Type dialog box, select string data type from the list. 
Use Case: Reuse Dynamic Mapping for Different Sources and Targets       177

6. Verify the Port Preview area to ensure that only string ports appear. 
The following image shows the updated input rule and the string ports in the Port Preview area of the 
Input Rule dialog box:
Create a Dynamic Port and Define a Dynamic Expression
Create a dynamic port as an output-only port in the Exp_TRIM transformation. Define a dynamic expression to 
remove the spaces in the beginning and end of the strings.
1. In the Properties view of the Exp_TRIM transformation, click the Ports tab. 
2. Click New Dynamic Port. 
3. Clear the Input column to make this port an output-only port. 
4. Rename the dynamic port that you created as 
Dynamic_TRIM
. 
5. In the Expression column for the 
Dynamic_TRIM
 dynamic port, click the Open button ( ). 
The Dynamic Expression window opens.
178       Chapter 8: Dynamic Mapping Use Cases

6. Replace the existing expression in the editor with the following expression: 
LTRIM(RTRIM(From_Read_Customer_FF)) 
7. Click Validate to validate the expression. 
8. Click OK to exit the Validate Expression dialog box. 
9. Rename the output ports for the expression as follows: 
a. In the Output Port Settings area, select the Base Port as From_Read_Customer_FF. 
b. Click Edit Output Port Settings. 
The Output Port Settings dialog box appears.
c. In the Name list, select Base port name + Suffix. 
d. In the Suffix box, enter 
_TRIM
. 
e. Click OK. 
Use Case: Reuse Dynamic Mapping for Different Sources and Targets       179

10. Click OK to exit the Dynamic Expression editor. 
The following image shows the 
Dynamic_TRIM
 dynamic port with the renamed generated ports:
Step 3. Configure the Exp_Output Expression Transformation
Add an Expression transformation Exp_Output to the mapping. Create a dynamic port to get the output ports 
from the Exp_TRIM transformation. Create another dynamic port to get the ports from the Read 
transformation and define input rules to include only the unused ports.
1. From the Exp_TRIM transformation, drag the 
DynamicTrim
 dynamic port to the All Ports group in the 
Exp_Output transformation. 
The Developer tool creates a dynamic port 
DynamicTrim
 in the Exp_Output transformation.
2. From the Read_Customer_FF transformation, drag the All Ports group to the All Ports group in the 
Exp_Output transformation. 
The Developer tool creates a dynamic port 
From_Read_Customer_FF
 in the Exp_Output transformation.
180       Chapter 8: Dynamic Mapping Use Cases

The following image shows the two dynamic ports in the Exp_Output transformation.
3. Right-click the From_Read_CUSTOMER_FF dynamic port, and select Edit Input Rules. 
The Input Rules dialog box appears.
4. Click the New icon to add an input rule. 
5. Select Exclude in the Operator column. 
6. Select Type in the Selection Criteria column. 
7. Click the Details arrow to select the data type you want to include. 
8. In the Input Rule Detail: By Type dialog box, select string data type from the list. 
9. Verify the Port Preview area to ensure that string ports do not appear. 
The following image shows the updated input rule and the ports in the Port Preview area of the Input 
Rule dialog box:
Use Case: Reuse Dynamic Mapping for Different Sources and Targets       181

Step 4. Configure the Write_customerTrim_FF Write 
Transformation
Create a customerTrim_FF data object and configure it to use a parameter of type String for the output file 
name. Configure the Write_customerTrim_FF transformation to create target files at run time based on the 
columns from the Exp_Output transformation.
Configure the Data Object to Use a Parameter
Create a customerTrim_FF data object to add as the Write transformation in the mapping. Configure the data 
object to use a parameter of type String for the output file name.
1. Create a 
customerTrim_FF
 data object based on the 
customerTrim.csv
 file. 
2. To use a parameter for the output file, perform the following steps: 
a. In the Parameters tab of the data object, click the New button ( ) to create a new parameter. 
b. In the Name column, change the parameter name as 
Param_TgtFile
. 
c. In the Default Value column, click the Open button ( ). 
The Edit Parameter Value window appears.
d. Enter the default file name value as 
customerTrim.csv
 and click OK. 
3. Save the 
customerTrim_FF
 data object. 
The following image shows the Parameter tab with the new parameter:
Create Target Columns from the Mapping Flow
Add the Write transformation to the mapping and configure the Write_customerTrim_FF transformation to 
create target files at run time based on the columns from the Exp_Output transformation.
1. Add the customerTrim_FF data object as the Write transformation to the mapping. 
2. In the Properties view of the Write transformation, click the Ports tab. 
3. Choose the Mapping flow option to define the columns for the target. 
The Developer tool creates a dynamic port input in the Write_customerTrim_FF transformation.
182       Chapter 8: Dynamic Mapping Use Cases

The following image shows the Ports tab after you choose the option:
The following image shows the new dynamic port input in the Write_customerTrim_FF transformation:
4. From the Exp_Output transformation, drag the All Ports group to the 
input
 port in the 
Write_customerTrim_FF transformation. 
The Developer tool creates a link and flows the columns from the All Ports group of the Exp_Output 
transformation to the input dynamic port of the Write transformation.
The following image shows the 
m_Replication_Template
 mapping with the Write transformation 
configured:
Step 5. Validate and Save the Mapping
Validate and run the 
m_ReplicationTemplate
 mapping with the default parameter values for the source data 
object and target file to view the result.
1. In the mapping editor, click Edit > Validate. 
Use Case: Reuse Dynamic Mapping for Different Sources and Targets       183

2. When the mapping is valid, click File > Save to save the mapping. 
Step 6. Run the Dynamic Mapping Against Different Sources and 
Targets
After you develop the dynamic mapping, you can run the mapping to access different sources and write to 
different targets based on the parameter values.
Run the Mapping for the Customer_FF Source
Run the 
m_ReplicationTemplate
 mapping with the default parameter values for the source data object and 
target file to view the result. The mapping reads from the Customer_FF source file and writes to the 
customerTrim.csv target file.
1. Click Run > Mapping. 
The Run Mapping window displays the progress of the mapping run. The mapping runs and writes the 
output to the target file.
2. To view the results written to the target file, navigate to the target directory on the system where 
Informatica services is installed: 
<Informatica Installation Directory>\tomcat\bin\target
3. Open the 
customerTrim.csv
 file to verify that the string values do not have spaces in the beginning and 
end. 
Each line of the file lists data for the columns in the order that they appeared in the target object as C_Id, 
C_zip5, C_Fullname, C_title, C_comp, and so on. For example, the first five lines of the file contain the 
following data where the blanks from the beginning and end of strings are removed:
1,22342,Smith John,Account Executive,DKR MANAGEMENT COMPANY INC,100 High Street,
5406,Anytown,TN,USA,4047668150,2124031386,31/08/1985,bwilliama@yahoo.com,ACTIVE
2,38103,Balasubramanian Krishna,Account Executive,EASTON & COMPANY,71 Congress 
Parkway,789,Bangalore,Karnataka,India,
4046345228,4151689756,29/10/1985,bmatthewc@univ.edu,ACTIVE
3,55103,Johnson Lars,Regional Sales Exec,GREATER BAY BANCORP,123 Snow St.,43543,St. 
Paul,MN,USA,4046581534,6122945948,7/9/1992,ehpuniv.edu,INACTIVE
4,94116,Zogby Kevin,Regional Sales Exec,HEWLETT-PACKARD,317 29th. St.,5856,San 
Francisco,CA,USA,4042662730,4155466814,7/8/1985,grobertwuniv.edu,ACTIVE
5,60606,Franklin Roosevelt,Sales Representative,JAYD TRADING,1511 Wacker Dr,
6334,Chicago,IL,USA,7703965851,2065075486,20/10/1982,trichard@univ.edu,INACTIVE
Change the Parameter Values
Change the parameter values for the source data object and the output file name of the target data object.
1. To change the parameter value for the source data object, perform the following steps: 
a. In the Properties view of the mapping, click the Parameters tab. 
b. Locate the 
Param_Src
 parameter for the source object. 
c. In the Default Value column, click the Open button ( ). 
The Select Location dialog box appears.
d. Select the orders_FF data object. 
184       Chapter 8: Dynamic Mapping Use Cases

The following image shows the Parameter tab of the mapping with the updated default value:
The following image shows the mapping that reflects the ports from the orders_FF data object for the 
Read transformation. The dynamic ports reflect new generated ports.
2. To change the parameter value of the target file name, perform the following steps: 
a. Open the 
customerTrim_FF
 target data object. 
b. In the Parameters tab of the data object, locate the 
Param_TgtFile
 parameter for the target file 
name. 
c. In the Default Value column, click the Open button ( ). 
The Edit Parameter Value window appears.
d. Change the default file name value to 
ordersTrim.csv
 and click OK. 
The following image shows the Parameter tab of the 
customerTrim_FF
 data object with the updated 
default value:
Use Case: Reuse Dynamic Mapping for Different Sources and Targets       185
Run the Mapping for the orders_FF Source
Validate the mapping and run the 
m_ReplicationTemplate
 mapping for a different source and target. The 
mapping reads from the orders_FF source file and writes to the ordersTrim.csv target file.
1. In the mapping editor, click Edit > Validate. 
2. When the mapping is valid, click File > Save to save the mapping. 
3. Click Run > Mapping. 
The Run Mapping window displays the progress of the mapping run. The mapping runs and writes the 
output to the target file.
4. To view the results written to the target file, navigate to the target directory on the system where 
Informatica services is installed: 
<Informatica Installation Directory>\tomcat\bin\target
5. Open the 
ordersTrim.csv
 file to verify that the string values do not have spaces in the beginning and 
end. 
Each line of the file lists data for the columns in the order that they appeared in the target object as 
Customer_Id, Order_ID, Company, CompanyAddress, CompanyCity, and so on. For example, the first five 
lines of the file contain the following data where the blanks from the beginning and end of strings are 
removed:
10110085,O-5079,JOSEPHTHAL LYON & ROSS,96 FISHER ROAD,MAHWAH,NJ,7430,PARKE PERSLEY 
OR RAYFORD LECROY,96 FISHER ROAD,MAHWAH,NJ,American Express,CHARGE,Account 
Executive,UPA,United Parcel Service Air,44162,$21.00,Generic,O/L/B P/W L/S TAWNY 
SHIMMER .08 OZ.
10110086,O-6658,NRCA,10255 W.HIGGINS RD.,ROSEMONT,IL,60018-5607,ROLANDA SORTO,10255 
W.HIGGINS RD.,ROSEMONT,IL,American Express,CHARGE,Account Executive,UPA,United 
Parcel Service Air,44163,$56.40,Generic,O-L.B PW LIPSTYLO LASTING PERFECTION .08 OZ.
10110087,O-8195,POND EQUITIES,4522 FT. HAMILTON PKWY.,BROOKLYN,NY,11219,KONSTANTIN 
PEDDICORD,4522 FT. HAMILTON PKWY.,BROOKLYN,NY,American Express,CHARGE,Account 
Executive,UPA,United Parcel Service Air,44164,$78.00,Generic,O/L/B P/W L/S TAWNY 
SHIMMER LASTING PERFECTION LIPSTYLO TAWNY SHIMMER .08 OZ.
10110088,O-9130,SCHRODER & COMPANY,787 SEVENTH AVENUE,NEW YORK,NY,10019,GIORGIA 
TWITCHELL,787 SEVENTH AVENUE,NEW YORK,NY,American Express,CHARGE,Account 
Executive,UPA,United Parcel Service Air,44165,$14.00,Generic,A/COL L PERFECTION L/S 
REF P SUPREME LASTING PERFECTION LIPSTYLO TAWNY SHIMMER .08 OZ.
10110089,O-9352,YUASA TRADING COMPANY (AMERICA),150 EAST 52ND STREET,NEW YORK,NY,
10005,STEFFI MCGLOWN,150 EAST 52ND STREET,NEW YORK,NY,American 
Express,CHARGE,Account Executive,UPA,United Parcel Service Air,
44166,$54.00,Generic,O/L/B L PERFECTION REF LIPSTYLO COFFEE PEACH SUPREME .08 OZ.
186       Chapter 8: Dynamic Mapping Use Cases

Chapter 9
Mapping Administration
This chapter includes the following topics:
•Mapping Administration Overview, 187
•Viewing Properties for a Mapping Job, 188
•Viewing Summary Statistics for a Mapping Job, 188
•Viewing Detailed Statistics for a Mapping Job, 188
•Viewing Logs for a Mapping Job, 189
•Reissuing a Deployed Mapping Job, 189
•Canceling a Mapping Job, 190
•Reject Files, 190
Mapping Administration Overview
When you run an ad hoc mapping job or deploy a mapping to a Data Integration Service, you can monitor the 
job in the Monitoring tool or the Administrator tool. If the Data Integration Service cannot write rows to the 
target, then you can also view information about the row in a reject file. You must have the appropriate 
privileges to monitor jobs or view reject files.
You can monitor a mapping job in the following locations:
•Monitoring tool. In the Developer tool, click the Menu button in the Progress view and select Monitor 
Jobs. Select the Data Integration Service that runs the mapping job and click OK. The Monitoring tool 
opens.
•Administrator tool. To monitor mappings in the Administrator tool, click the Monitor tab.
When you monitor a mapping job, you can view summary statistics or execution statistics for the job. The 
Summary Statistics view displays a graphical overview of the status of mapping jobs in the domain. Use the 
Execution Statistics view to view mapping properties and statistics, view job logs, cancel a job, or reissue a 
deployed mapping.
187
Viewing Properties for a Mapping Job
When you monitor ad hoc or deployed mapping jobs, you can view properties for the job. Properties include 
the job ID, the user who started the job, and the duration of the job.
1. Click the Execution Statistics view. 
2. In the Domain Navigator, expand a Data Integration Service. 
3. Select the Ad Hoc Jobs folder, or expand an application and select Deployed Mapping Jobs. 
A list of jobs appears in the contents panel. The contents panel displays properties such as the name, 
state, ID, and duration of the jobs.
4. In the contents panel, select a job. 
The details panel displays the Properties for the job.
Viewing Summary Statistics for a Mapping Job
You can view throughput and resource usage statistics for ad hoc or deployed mapping jobs.
1. Click the Execution Statistics view. 
2. In the Domain Navigator, expand a Data Integration Service. 
3. Select the Ad Hoc Jobs folder, or expand an application and select Deployed Mapping Jobs. 
A list of jobs appears in the contents panel.
4. In the contents panel, select a job. 
The details panel displays the Properties for the job.
5. Click the Summary Statistics view in the details panel. 
The Summary Statistics view displays throughput and resource usage statistics for the source and 
target.
Optionally, you can sort the statistics in ascending or descending order. Click a column header to sort the 
column in ascending order. Click the column header again to sort the column in descending order.
Viewing Detailed Statistics for a Mapping Job
You can view graphs of the throughput and resource usage for ad hoc or deployed mapping jobs that run in 
separate local processes. Detailed statistics appear for jobs that run longer than one minute.
1. Click the Execution Statistics view. 
2. In the Domain Navigator, expand a Data Integration Service. 
3. Select the Ad Hoc Jobs folder, or expand an application and select Deployed Mapping Jobs. 
A list of jobs appears in the contents panel.
4. In the contents panel, select a job. 
The details panel displays the Properties for the job.
188       Chapter 9: Mapping Administration

5. Click the Detailed Statistics view in the details panel. 
The Detailed Statistics view displays the throughput graph and resource usage graphs.
Optionally, you can complete the following tasks in the Detailed Statistics view:
Task Description
Enlarge a graph Move the cursor over a graph, and then click the magnifying glass 
icon.
Enlarge a section of an enlarged graph Drag the cursor to select an area to enlarge.
Switch between rows and bytes in the 
throughput graph
Click the Bytes option or the Rows option.
Choose which statistics are plotted on the 
throughput graph
In the throughput field, select the sources and targets that you want 
to view.
Viewing Logs for a Mapping Job
You can download the logs for a job to view the job details.
1. Click the Execution Statistics view. 
2. In the Domain Navigator, expand a Data Integration Service. 
3. Select the Ad Hoc Jobs folder, or expand an application and select Deployed Mapping Jobs. 
A list of jobs appears in the contents panel.
4. In the contents panel, select a job. 
5. Click Actions > View Logs for Selected Object. 
A dialog box appears with the option to open or save the log file.
Reissuing a Deployed Mapping Job
You can reissue a deployed mapping job when the mapping jobs fails. When you reissue a deployed mapping 
job, the Data Integration Service runs the job again.
1. Click the Execution Statistics view. 
2. In the Domain Navigator, expand a Data Integration Service. 
3. Expand an application and select Deployed Mapping Jobs. 
The contents panel displays a list of deployed mapping jobs.
4. Select a deployed mapping job. 
5. Click Actions > Reissue Selected Object. 
Viewing Logs for a Mapping Job       189
Canceling a Mapping Job
You can cancel a running ad hoc or deployed mapping job. You might want to cancel a job that stops 
responding or that is taking an excessive amount of time to complete.
1. Click the Execution Statistics view. 
2. In the Domain Navigator, expand a Data Integration Service. 
3. Select the Ad Hoc Jobs folder, or expand an application and select Deployed Mapping Jobs. 
A list of jobs appears in the contents panel.
4. In the contents panel, select a job. 
5. Click Actions > Cancel Selected Object. 
Reject Files
During a mapping run, the Data Integration Service creates a reject file for each target instance in the 
mapping. If the Data Integration Service cannot write a row to the target, then the Data Integration Service 
writes the rejected row to the reject file. The reject file and mapping log contain information that helps you 
determine the cause of the rejection.
If the reject file does not contain any rejected rows, the Data Integration Service deletes the reject file at the 
end of the mapping run.
Each time you run a mapping, the Data Integration Service appends rejected data to the reject file. Depending 
on the source of the problem, you can correct the mapping and target database to prevent rejects in 
subsequent mappings.
Location of Reject Files
The Data Integration Service creates reject files for each target instance in the mapping. It creates reject files 
in the target reject file directory.
Configure the target reject file directory in the run-time properties for a flat file or relational target in a 
mapping. By default, the Data Integration Service creates reject files in the directory defined by the RejectDir 
system parameter. The Data Integration Service names reject files after the target instance name. The 
default name for reject files is 
<file_name>.bad
.
When the Data Integration Service creates multiple partitions for a target, the Data Integration Service creates 
a separate reject file for each partition named 
<file_name><partition_number>.bad
. For example, three 
partitions might write to reject files named MyOutput1.bad, MyOutput2.bad, and MyOutput3.bad.
Content of Reject Files
After you find a reject file, you can read it using a text editor that supports the reject file code page.
Reject files contain rows of data rejected by the writer or the target database. The Data Integration Service 
writes the entire row in the reject file. However, the problem usually centers on one column within the row. To 
help you determine which column caused the row to be rejected, the reject file contains indicators that give 
you more information about each column.
Reject files contain the following indicators:
190       Chapter 9: Mapping Administration

Row indicator
The first column in each row of the reject file is the row indicator. The row indicator defines whether the 
row was marked for insert, update, delete, or reject.
Column indicator
Column indicators appear after every column of data. The column indicator defines whether the column 
contains valid, overflow, null, or truncated data.
Row Indicators
The first column in the reject file is the row indicator. The row indicator is a flag that defines the update 
strategy for the data row.
The following table describes the row indicators in a reject file:
Row Indicator Meaning Rejected By
0 Insert Writer or target
1 Update Writer or target
2 Delete Writer or target
3 Reject. Marked for reject by an update strategy expression. Writer
4 Rolled-back insert Writer
5 Rolled-back update Writer
6 Rolled-back delete Writer
7 Committed insert Writer
8 Committed update Writer
9 Committed delete Writer
The following sample reject file shows the row indicator of "0" for each row that indicates an insert update 
strategy for the row:
0,D,1921,D,Nelson,D,William,D,415-541-5145,D
0,D,1922,D,Page,D,Ian,D,415-541-5145,D
0,D,1923,D,Osborne,D,Lyle,D,415-541-5145,D
0,D,1928,D,De Souza,D,Leo,D,415-541-5145,D
0,D,2001123456789,O,S. MacDonald,D,Ira,D,415-541-514566,T
Reject Files       191

Column Indicators
A column indicator appears after every column of data. A column indicator defines whether the data is valid, 
overflow, null, or truncated.
The following table describes the column indicators in a reject file:
Column 
Indicator
Type of data Writer Treats As
D Valid data. Good data. Writer passes it to the target database. The 
target accepts it unless a database error occurs, such as 
finding a duplicate key.
N Null. The column contains a null value. Good data. Writer passes it to the target, which rejects it if 
the target database does not accept null values.
T Truncated. String data exceeded a 
specified precision for the column, so 
the value was truncated.
Bad data, if you configured the mapping target to reject 
overflow or truncated data.
Null columns appear in the reject file with commas marking their column. The following example shows a 
null column surrounded by good data:
0,D,5,D,,N,5,D
The column indicator "D" also appears after each row indicator. The following example shows the column 
indicator "D" after the row indicator "0":
0,D,2001123456789,O,S. MacDonald,D,Ira,D,415-541-514566,T
Either the writer or target database can reject a row. Consult the log to determine the cause for rejection.
192       Chapter 9: Mapping Administration

Chapter 1 0
Export to PowerCenter
This chapter includes the following topics:
•Export to PowerCenter Overview, 193
•PowerCenter Release Compatibility, 194
•Mapplet Export, 194
•Mappings with Parameters Export, 195
•Export to PowerCenter Options, 195
•Exporting an Object to PowerCenter, 196
•Export Restrictions, 197
•Rules and Guidelines for Exporting to PowerCenter, 199
•Troubleshooting Exporting to PowerCenter, 199
Export to PowerCenter Overview
You can export objects from the Developer tool to use in PowerCenter®.
You can export the following objects:
•Mappings. Export mappings to PowerCenter mappings or mapplets.
•Mapplets. Export mapplets to PowerCenter mapplets.
•Logical data object models. Export the logical data object models to PowerCenter mapplets.
You export objects to a PowerCenter repository or to an XML file. If you export objects to an XML file, 
PowerCenter users can import the file into the PowerCenter repository.
When you export objects, you specify export options such as the PowerCenter release, how to convert 
mappings and mapplets, and whether to export reference tables.
You can export mappings and mapplets that contain parameters. The parameters resolve to the default 
values when you import the mappings to the PowerCenter repository.
193
PowerCenter Release Compatibility
To verify that objects are compatible with a certain PowerCenter release, set the PowerCenter release 
compatibility level. The compatibility level applies to all mappings, mapplets, and logical data object models 
you can view in Developer tool.
You can configure the Developer tool to validate against a particular release of PowerCenter, or you can 
configure it to skip validation for release compatibility. By default, the Developer tool does not validate 
objects against any release of PowerCenter.
Set the compatibility level to a PowerCenter release before you export objects to PowerCenter. If you set the 
compatibility level, the Developer tool performs two validation checks when you validate a mapping, mapplet, 
or logical data object model. The Developer tool first verifies that the object is valid in Developer tool. If the 
object is valid, the Developer tool then verifies that the object is valid for export to the selected release of 
PowerCenter. You can view compatibility errors in the Validation Log view.
Setting the Compatibility Level
Set the compatibility level to validate mappings, mapplets, and logical data object models against a 
PowerCenter release. If you select none, the Developer tool skips release compatibility validation when you 
validate an object.
1. Click Edit > Compatibility Level. 
2. Select the compatibility level. 
The Developer tool places a dot next to the selected compatibility level in the menu. The compatibility 
level applies to all mappings, mapplets, and logical data object models you can view in the Developer 
tool.
Mapplet Export
When you export a mapplet or you export a mapping as a mapplet, the export process creates objects in the 
mapplet. The export process also renames some mapplet objects.
The export process might create the following mapplet objects in the export XML file:
Expression transformations
The export process creates an Expression transformation immediately downstream from each Input 
transformation and immediately upstream from each Output transformation in a mapplet. The export 
process names the Expression transformations as follows:
Expr_<InputOrOutputTransformationName>
The Expression transformations contain pass-through ports.
Output transformations
If you export a mapplet and convert targets to Output transformations, the export process creates an 
Output transformation for each target. The export process names the Output transformations as follows:
<MappletInstanceName>_<TargetName>
The export process renames the following mapplet objects in the export XML file:
194       Chapter 10: Export to PowerCenter

Mapplet Input and Output transformations
The export process names mapplet Input and Output transformations as follows:
<TransformationName>_<InputOrOutputGroupName>
Mapplet ports
The export process renames mapplet ports as follows:
<PortName>_<GroupName>
Mappings with Parameters Export
You can export a mapping or mapplet that contains parameters and you can import it to PowerCenter.
When you export a mapping or mapplet that contains parameters, the parameters resolve to their default 
values when you import the parameters to PowerCenter. The import can resolve any SQL expression that 
contains an parameter.
System parameters resolve to the equivalent PowerCenter system parameters. If PowerCenter does not have 
the equivalent system parameter, the system parameter reference remains in the mapping after you import it 
to PowerCenter. You need to edit the mapping and change the reference.
You cannot export mapping outputs to PowerCenter. If a mapping contains mapping outputs, the mapping is 
not valid in PowerCenter after you import it.
Export to PowerCenter Options
When you export an object for use in PowerCenter, you must specify the export options.
The following table describes the export options:
Option Description
Project Project in the Model repository from which to export objects.
Target release PowerCenter release version.
Export selected objects to file Exports objects to a PowerCenter XML file. If you select this option, specify the 
name and location of the export XML file.
Mappings with Parameters Export       195

Option Description
Export selected objects to 
PowerCenter repository
Exports objects to a PowerCenter repository. If you select this option, specify the 
following connection details for the PowerCenter repository:
-Host name. PowerCenter domain gateway host name.
-Port number. HTTP port number of the PowerCenter domain gateway.
-Authentication type. Select one of the following values: Kerberos Single Sign On, 
Native, or LDAP.
-User name. Repository user name.
-Password. Password for the repository user name.
Note: Specify the user name and password if the authentication type is Native or 
LDAP.
-Security domain. If the authentication type is LDAP, specify the LDAP security 
domain name. Otherwise, enter "Native."
-Repository name. PowerCenter repository name.
Send to repository folder Exports objects to the specified folder in the PowerCenter repository.
Use control file Exports objects to the PowerCenter repository using the specified pmrep control 
file.
Convert exported mappings to 
PowerCenter mapplets
Converts Developer tool mappings to PowerCenter mapplets.
The Developer tool converts data objects used as sources and targets in the 
mappings to Input and Output transformations in a PowerCenter mapplet.
Convert target mapplets Converts data objects used as targets in mapplets to Output transformations in the 
PowerCenter mapplet.
PowerCenter mapplets cannot contain targets. The export process fails if the 
export object includes a mapplet that contains a target and you do not select this 
option.
Export reference data Exports any reference table data used by a transformation in an object you export.
Reference data location Location for the reference table data that the Developer tool exports. The 
Developer tool exports the reference table data as one or more dictionary files. 
Enter a path to a directory on the machine that hosts the Developer tool.
Code page Code page of the PowerCenter repository.
Exporting an Object to PowerCenter
When you export mappings, mapplets, or logical data object models to PowerCenter, you can export the 
objects to a file or to the PowerCenter repository.
Before you export an object, set the compatibility level to the appropriate PowerCenter release. Validate the 
object to verify that it is compatible with the PowerCenter release.
1. Click File > Export. 
The Export dialog box appears.
2. Select Informatica > PowerCenter. 
3. Click Next. 
The Export to PowerCenter dialog box appears.
196       Chapter 10: Export to PowerCenter
4. Select the project in the Model repository from which you want to export objects. 
5. Select the PowerCenter release to which you want to export the objects. 
6. Choose the location where you want to export the objects. You can export the objects to an XML file of 
the a PowerCenter repository. 
•To export objects to a file, specify the name and location of an XML file.
•To export objects to a PowerCenter repository, click Browse to specify the connection details to the 
repository.
7. If you export to a PowerCenter repository, select a folder in the PowerCenter repository or the pmrep 
control file that defines how to import objects into PowerCenter. 
8. Select Convert exported mappings to PowerCenter mapplets to convert the Developer tool mappings to 
mapplets in PowerCenter. 
9. Select Convert Target mapplets to convert data objects used as targets in a mapplet to Output 
transformations in the PowerCenter mapplet. 
10. Select Export Reference Data to export any reference table data used by a transformation in an object 
you export. 
11. If want to export the reference data, specify the location for the reference table data that the Developer 
tool exports. 
12. Select the code page of the PowerCenter repository. 
13. Click Next. 
The Developer tool prompts you to select the objects to export.
14. Select the objects to export and click Finish. 
The Developer tool exports the objects to the location you selected.
If you export objects to a file, you can import objects from the file into the PowerCenter repository.
Export Restrictions
When you export a Model repository object to PowerCenter, some Model repository objects might not get 
exported to the PowerCenter repository. You cannot export a mapping or mapplet that contains any object 
that is not valid in PowerCenter.
You cannot export the following objects to PowerCenter:
Objects with long names
PowerCenter users cannot import a mapping, mapplet, or object within a mapping or mapplet if the 
object name exceeds 80 characters.
Mappings or mapplets that contain a dynamic port
You cannot export a mapping or mapplet that contains dynamic ports.
Mappings or mapplets that contain a Decision transformation that uses a system parameter
You cannot export a mapping or mapplet that contain a Decision transformation if the transformation 
script includes a system parameter. The export operation cannot convert the system parameter to a 
value that PowerCenter can use. Before you export a mapping or mapplet with a Decision transformation 
that uses a system parameter, replace the parameter with an appropriate value.
Export Restrictions       197
Mappings or mapplets that return mapping outputs
PowerCenter users cannot import a mapping or mapplet if the mapping or mapplet returns mapping 
output.
Mappings or mapplets that contain a Joiner transformation with certain join conditions
You cannot export mappings and mapplets that contain a Joiner transformation with a join condition 
that is not valid in PowerCenter. In PowerCenter, a user defines join conditions based on equality 
between the master and the detail sources. In the Developer tool, you can define other join conditions. 
For example, you can define a join condition based on the equality or the inequality between the master 
and the detail sources. You can define a join condition that contains transformation expressions. You 
can also define a join condition, such as 1 = 1, that causes the Joiner transformation to perform a cross-
join.
These types of join conditions are not valid in PowerCenter. Therefore, you cannot export mappings or 
mapplets that contain Joiner transformations with these types of join conditions to PowerCenter.
Mappings or mapplets that contain a Lookup transformation with renamed ports
The PowerCenter Integration Service queries the lookup source based on the lookup ports in the 
transformation and a lookup condition. Therefore, the port names in the Lookup transformation must 
match the column names in the lookup source.
Mappings or mapplets that contain a Lookup transformation with certain custom SQL queries
The Developer tool uses different rules than PowerCenter to validate SQL query syntax in a Lookup 
transformation. A custom SQL query written in the Developer tool that uses the AS keyword or calculated 
fields is not valid in PowerCenter. You cannot export mappings or mapplets to PowerCenter that contain 
a Lookup transformation with an SQL query that uses the AS keyword or calculated fields.
Mappings or mapplets that contain sources that are not available in PowerCenter
If you export a mapping or mapplet that includes sources that are not available in PowerCenter, the 
mapping or mapplet fails to export.
You cannot export a mapping or mapplet with the following sources:
•Complex file data object
•DataSift
•Web Content - Kapow Katalyst
Mapplets that concatenate ports
The export process fails if you export a mapplet that contains a multigroup Input transformation and the 
ports in different input groups connect to the same downstream transformation.
Nested mapplets with unconnected Lookup transformations
The export process fails if you export any type of mapping or mapplet that contains another mapplet 
with an unconnected Lookup transformation.
Mappings with an SAP source
When you export a mapping with an SAP source, the Developer tool exports the mapping without the SAP 
source. When you import the mapping into the PowerCenter repository, the PowerCenter Client imports 
the mapping without the source. The output window displays a message indicating the mapping is not 
valid. You must manually create the SAP source in PowerCenter and add it to the mapping.
Mappings with Timestamp with Time Zone or Timestamp with Local Time Zone
When you import a mapping that contains data of the Timestamp with Time Zone or Timestamp with 
Local Time Zone data type from the Developer tool, the PowerCenter client fails to convert the mapping.
198       Chapter 10: Export to PowerCenter
Rules and Guidelines for Exporting to PowerCenter
Due to differences between the Developer tool and PowerCenter, some Developer tool objects might not be 
compatible with PowerCenter.
Use the following rules and guidelines when you export objects to PowerCenter:
Verify the PowerCenter release.
Verify that the objects you want to export from the Developer tool are compatible in the target 
PowerCenter release.
Verify that object names are unique.
If you export an object to a PowerCenter repository, the export process replaces the PowerCenter object 
if it has the same name as an exported object.
Verify that the code pages are compatible.
The export process fails if the Developer tool and PowerCenter use code pages that are not compatible.
Verify precision mode.
By default, the Developer tool runs mappings and mapplets with high precision enabled and PowerCenter 
runs sessions with high precision disabled. If you run Developer tool mappings and PowerCenter 
sessions in different precision modes, they can produce different results. To avoid differences in results, 
run the objects in the same precision mode.
Copy reference data.
When you export mappings or mapplets with transformations that use reference tables, you must copy 
the reference tables to a directory where the PowerCenter Integration Service can access them. Copy the 
reference tables to the directory defined in the INFA_CONTENT environment variable. If INFA_CONTENT 
is not set, copy the reference tables to the following PowerCenter services directory:
$INFA_HOME\services\<Developer Tool Project Name>\<Developer Tool Folder Name>
Troubleshooting Exporting to PowerCenter
The export process fails when I export a mapplet that contains objects with long names.
When you export a mapplet or you export a mapping as a mapplet, the export process creates or renames 
some objects in the mapplet. The export process might create Expression or Output transformations in the 
export XML file. The export process also renames Input and Output transformations and mapplet ports.
To generate names for Expression transformations, the export process appends characters to Input and 
Output transformation names. If you export a mapplet and convert targets to Output transformations, the 
export process combines the mapplet instance name and target name to generate the Output transformation 
name. When the export process renames Input transformations, Output transformations, and mapplet ports, 
it appends group names to the object names.
If an existing object has a long name, the exported object name might exceed the 80 character object name 
limit in the export XML file or in the PowerCenter repository. When an object name exceeds 80 characters, 
the export process fails with an internal error.
If you export a mapplet, and the export process returns an internal error, check the names of the Input 
transformations, Output transformations, targets, and ports. If the names are long, shorten them.
Rules and Guidelines for Exporting to PowerCenter       199

Chapter 1 1
Import From PowerCenter
This chapter includes the following topics:
•Import from PowerCenter Overview, 200
•Override Properties, 201
•Conflict Resolution, 202
•Import Summary, 203
•Data Type Conversion, 203
•Transformation Conversion, 203
•Parameter Conversion, 210
•PowerCenter Repository Connection Properties, 212
•Connection Assignments, 212
•Importing an Object from PowerCenter, 213
•Import Restrictions, 214
•Import Performance, 216
Import from PowerCenter Overview
You can import objects from a PowerCenter repository to a Model repository. The import process validates 
and converts PowerCenter repository objects to Model repository objects and imports them.
Before you import objects from PowerCenter, specify the infacmd ipc genReuseReportfromPC command in 
the command line to estimate the number of PowerCenter mappings that you can reuse in the Model 
repository in the native and Hadoop environments.
When you import objects from PowerCenter, you select the objects that you want to import and the target 
location in the Model repository. The import process provides options to resolve object name conflicts during 
the import.
You can also choose to assign connections in the Model repository to the PowerCenter objects. You can 
assign a single connection to multiple PowerCenter objects at the same time.
You can import mappings that contain parameters. When you import a mapping with reusable 
transformations, the import process imports the PowerCenter mapping parameters and generates the 
transformation-level parameters to bind them to. If the mapping has nonreusable transformations, the input 
process creates the parameters at the mapping level.
200

You can import mappings with multiple pipelines, sessions, workflows, worklets from PowerCenter into the 
Model repository. Sessions within a workflow are imported as Mapping tasks in the Model repository. 
Workflows are imported as workflows within the Model repository. Worklets within a workflow are expanded 
and objects are imported into the Model repository.
After the import process completes, you can view the import summary.
Override Properties
You can choose to preserve or ignore the override properties of PowerCenter objects during the import 
process. By default, the import process preserves the override properties of PowerCenter objects.
When you preserve the override properties, the import process creates nonreusable transformations or 
reusable data objects for the PowerCenter objects. If a PowerCenter mapping overrides source and target 
properties, the import process creates a data object with the same override property values as the 
PowerCenter mapping. The import process appends a number to the name of the PowerCenter object and 
creates the data object.
When you import objects from a PowerCenter repository to a Model repository, the import process preserves 
the override properties of the session in PowerCenter for the flat file sources, flat file targets, relational 
sources, and relational targets for the following properties:
Session Override 
Property
PowerCenter Location Developer Tool 
Property
Developer Tool Location
Owner Name Relational source properties in the 
session
Owner Mapping Instance> Properties> 
Run-time> Owner
Source Table 
Name
Relational source properties in the 
session
Resource Mapping Instance> Properties> 
Run-time> Resource
Reject file 
directory
Relational target properties in the 
session
Reject file 
directory
Mapping Instance> Properties> 
Run-time> Reject file directory
Reject filename Relational target properties in the 
session
Reject file name Mapping Instance> Properties> 
Run-time> Reject file name
Target Table 
Name
Relational target properties in the 
session
Target Table Name Mapping Instance> Properties> 
Run-time> Resource
Source File 
Directory
Flat file source properties in the 
session
Source file 
directory
Data Object> Advanced> Read> 
Source file directory
Source Filename Flat file source properties in the 
session
Source file name Data Object> Advanced> Read> 
Source file name
Column Delimiter Flat file source properties in the 
session
Delimiters Data Object> Advanced> Column 
Format: Delimited> Delimiters
Reject filename Flat file target properties in the 
session
Reject file name Mapping Instance> Properties> 
Run-time> Reject file name
Override Properties       201

Session Override 
Property
PowerCenter Location Developer Tool 
Property
Developer Tool Location
Column Delimiter Flat file target properties in the 
session
Delimiters Data Object> Advanced> Column 
Format: Delimited> Delimiters
Merge File 
Directory
Flat file target properties in the 
session
Merge file 
directory
Data Object> Advanced> Write> 
Merge file directory
Merge File Name Flat file target properties in the 
session
Merge file name Data Object> Advanced> Write> 
Merge file name
Output file 
directory
Flat file target properties in the 
session
Output file 
directory
Data Object> Advanced > Write> 
Output file directory
Output filename Flat file target properties in the 
session
Output file name Data Object> Advanced > Write> 
Output file name
Reject file 
directory
Flat file target properties in the 
session
Reject file 
directory
Mapping Instance> Properties> 
Run-time> Reject file directory
In PowerCenter, you can override some of the mapping properties. To override the properties, configure the 
properties for the session on the Mapping tab in the Workflow Manager.
With session overrides, you can override properties, such as Source File Name with different values in 
different sessions in PowerCenter. For example, you can set a property name as 'Name'. Session 1 can 
assign ‘n1’ as the Name and Session 2 can assign 'n2’ as the Name.
When a PowerCenter mapping contains session overrides, the import process internally converts the session 
overrides by defining mapping or data object parameters in the Model repository and binds it to the 
parameter at the mapping task.
Conflict Resolution
You can resolve object name conflicts when you import an object from PowerCenter and an object with the 
same name exists in the Model repository.
You can choose from the following conflict resolution options:
Rename object in target
Renames the PowerCenter repository object with the default naming convention, and then imports it. The 
default conflict resolution is to rename the object.
Replace object in target
Replaces the Model repository object with the PowerCenter repository object.
Reuse object in target
Reuses the object in the Model repository in the mapping.
Important: The Model repository does not distinguish between mappings and mapplets for conflict 
resolution. For example, if you import a mapplet and the repository contains mapping with the same name, 
you are prompted to resolve the conflict. If you choose to replace the object, the import process replaces 
mapping with the mapplet.
202       Chapter 11: Import From PowerCenter

Import Summary
The import process creates an import summary after you import the PowerCenter objects into the Model 
repository.
You can save the import summary to a file if there are conversion errors. The import summary includes a 
status of the import, a count of objects that did not convert, a count of objects that are not valid after the 
import, and the conversion errors. You can also validate the objects after the import in the Developer tool to 
view the validation errors.
Data Type Conversion
Some PowerCenter data types are not valid in the Model repository. When you import PowerCenter objects 
with data types that are not valid, the import process converts them to valid, comparable data types in the 
Model repository.
You cannot convert session parameters, workflow parameters, and workflow variables in PowerCenter into 
the Model repository. The import process maps all the parameter or variable references in the session to a 
string representation in the corresponding mapping task in the Model repository.
The following table lists the PowerCenter repository data types that convert to corresponding Model 
repository data type in the import process:
PowerCenter Repository Data Type Model Repository Data Type
Real Double
Small Int Integer
Nstring String
Ntext Text
Transformation Conversion
The import process converts PowerCenter transformations based on compatibility. Some transformations 
are not compatible with the Model repository. Others import with restrictions.
The following table describes the PowerCenter transformations that import with restrictions or that fail to 
import:
PowerCenter Transformation Import Action
Aggregator Imports with restrictions.
Data Masking Fails to import.
Import Summary       203

PowerCenter Transformation Import Action
External Procedure Fails to import.
HTTP Fails to import.
Identity Resolution Fails to import.
Java Imports with restrictions.
Joiner Imports with restrictions.
Lookup Imports with restrictions.
Normalizer Imports with restrictions.
Rank Imports with restrictions.
Sequence Generator Imports with restrictions.
Sorter Imports with restrictions.
Source Qualifier Imports with restrictions. A source and Source Qualifier transformation import 
completely as one data object.
Stored Procedure Fails to import.
Transaction Control Fails to import.
SQL Imports with restrictions.
Union Imports with restrictions.
Unstructured Data Fails to import.
XML Parser Fails to import.
XML Generator Fails to import.
Transformation Property Restrictions
Some PowerCenter transformations import with restrictions based on transformation properties.
The import process might take one of the following actions based on compatibility of certain transformation 
properties:
•Ignore. Ignores the transformation property and imports the object.
•Convert internally. Imports the object with the transformation property but the Developer tool does not 
display the property.
•Fail import. Fails the object import and the mapping is not valid.
204       Chapter 11: Import From PowerCenter

Aggregator Transformation
The following table describes the import action for Aggregator transformation properties:
Transformation 
Property
Import Action
Transformation Scope Ignore.
Java Transformation
In a Java transformation, the ports must be input ports or output ports. The import fails if the Java 
transformation has both input ports and output ports.
The following table describes the import action for Java transformation properties:
Transformation Property Import Action
Class Name Ignore.
Function Identifier Ignore.
Generate Transaction Ignore.
Inputs Must Block Ignore.
Is Partitionable Ignore.
Language Ignore.
Module Identifier Ignore.
Output Is Deterministic Ignore.
Output Is Repeatable Ignore.
Requires Single Thread Per 
Partition
Ignore.
Runtime Location Ignore.
Update Strategy Transformation Ignore.
Joiner Transformation
The following table describes the import action for Joiner transformation properties:
Transformation 
Property
Import Action
Null Ordering in Master Convert internally.
Null Ordering in Detail Convert internally.
Transformation Scope Convert internally.
Transformation Conversion       205

Lookup Transformation
The following table describes the import action for Lookup transformation properties:
Transformation Property Import Action
Cache File Name Prefix Ignore if converted as a stand-alone transformation, and imports when converted 
within a mapping.
Lookup Cache Initialize Ignore.
Lookup Cache Directory 
Name
Ignore if converted as a stand-alone transformation, and imports when converted 
within a mapping.
Lookup Caching Enabled Ignore if converted as a stand-alone transformation, and imports when converted 
within a mapping.
Lookup Data Cache Size Ignore if converted as a stand-alone transformation, and imports when converted 
within a mapping.
Lookup Index Cache Size Ignore if converted as a stand-alone transformation, and imports when converted 
within a mapping.
Lookup Source is Static Ignore.
Lookup Sql Override Ignore if converted as a stand-alone transformation, and imports to Custom SQL 
Query when converted within a mapping.
Lookup Source Filter Ignore if converted as a stand-alone transformation, and imports when converted 
within a mapping.
Pre-build Lookup Cache Ignore if converted as a stand-alone transformation, and imports when converted 
within a mapping.
Re-cache from Lookup 
Source
Ignore if converted as a stand-alone transformation, and imports when converted 
within a mapping.
Recache if Stale Ignore.
Subsecond Precision Ignore.
Synchronize Dynamic Cache Ignore.
Normalizer Transformation
When you import a Normalizer transformation into the Developer tool, the Normalizer transformation imports 
with one input group and at least one output group.
If you import a Normalizer transformation that is not part of a mapping, the Developer tool places all the input 
ports in the input group of the Normalizer transformation. The Developer tool creates a default output group 
based on the Normalizer transformation rules for the output ports. If there are no output ports in the 
Normalizer transformation to import, the Developer tool creates a default output group in the imported 
Normalizer transformation.
When the Normalizer transformation is part of a mapping, the Developer tool might create multiple output 
groups based on links to the downstream transformation or targets in the mapping. For more information 
about the rules and guidelines about links from the multi-group transformation to the target, see the 
Developer Transformation Guide.
206       Chapter 11: Import From PowerCenter

When you import a mapping that contains a reusable Normalizer transformation, the Developer tool imports 
the transformation as reusable. The Developer tool also replaces the reusable Normalizer transformation 
instances in the mapping with non-reusable transformation instances. The Developer tool generates new 
links from the non-reusable Normalizer transformation to the downstream transformations and target.
In PowerCenter, the Normalizer transformation has at least one generated key port. In the Developer tool, the 
Normalizer transformation does not contain a generated key port. When you import a Normalizer 
transformation from PowerCenter, the Developer tool ignores the generated key port.
The following table describes the import action for Normalizer transformation properties:
Transformation 
Property
Import Action
Reset Ignore.
Restart Ignore.
Rank Transformation
The following table describes the import action for Rank transformation properties:
Transformation 
Property
Import Action
Transformation Scope Ignore.
Sequence Generator Transformation
In PowerCenter, the Sequence Generator transformation has two ports, CURRVAL and NEXTVAL. In the 
Developer tool, the Sequence Generator transformation has only one port, NEXTVAL. When you import a 
Sequence Generator transformation in a mapping, the Developer tool creates an Expression transformation 
to set the values for the CURRVAL port and pass them to the downstream transformation.
For example, you have a mapping in PowerCenter with a Sequence Generator, an Aggregator, and an 
Expression transformation. The source data passes to the Expression transformation followed by the 
Aggregator transformation and to the target. The Sequence Generator transformation adds a sequence 
number to each row with the CURRVAL port.
The following image shows the PowerCenter mapping with a Sequence Generator transformation, Aggregator 
transformation, and an Expression transformation:
The following image shows the mapping imported into the Developer tool:
Transformation Conversion       207

When you import the mapping, the Developer tool passes the NEXTVAL data from the Sequence Generator 
transformation to an Expression transformation to set the CURRVAL value.
The Developer tool imports a reusable Sequence Generator transformation in the mapping as a non-reusable 
transformation with a reusable sequence data object. When you import a reusable Sequence Generator 
transformation that is not part of the mapping, the Developer tool creates a reusable sequence data object.
The following table describes the import action for Sequence Generator transformation properties:
Transformation 
Property
Import Action
Current Value Ignore.
Number of Cached 
Values
Ignore.
Sorter Transformation
The following table describes the import action for Sorter transformation properties:
Transformation 
Property
Import Action
Transformation Scope Ignore.
Source  Transformation
The following table describes the import action for Source Qualifier transformation properties:
Transformation 
Property
Import Action
Number of Sorted Ports Ignore.
208       Chapter 11: Import From PowerCenter

SQL Transformation
The following table describes the import action for SQL transformation properties:
Transformation 
Property
Import Action
Auto Commit Ignore.
Class Name Ignore.
Connection Type Fail import if set to dynamic connection object or full dynamic connect information.
Database Type Fail import for Sybase, Informix, or Teradata.
Function Identifier Ignore.
Generate Transaction Ignore.
Inputs must Block Ignore.
Is Partitionable Ignore.
Language Ignore.
Maximum Connection 
Pool
Ignore.
Module Identifier Ignore.
Output is Deterministic Ignore.
Output is Repeatable Ignore.
Requires single Thread 
Per Partition
Ignore.
Runtime Location Ignore.
SQL Mode Fail import for script mode.
Transformation Scope Ignore.
Treat DB Connection 
Failure as Fatal
Convert internally.
Update Strategy 
Transformation
Ignore.
Use Connection Pool Ignore.
Transformation Conversion       209

Union Transformation
The following table describes the import action for Union transformation properties:
Transformation Property Import Action
Class Name Ignore.
Function Identifier Ignore.
Generate Transaction Ignore.
Inputs Must Block Ignore.
Is Partitionable Ignore.
Language Ignore.
Module Identifier Ignore.
Output Is Deterministic Ignore.
Output Is Repeatable Ignore.
Requires Single Thread Per 
Partition
Ignore.
Runtime Location Ignore.
Transformation Scope Ignore.
Update Strategy Transformation Ignore.
Parameter Conversion
You can import a PowerCenter mapping or mapplet that contains parameters.
When a PowerCenter mapping or mapplet contains parameters, the import process creates the parameter 
bindings between the PowerCenter mapping parameters and the reusable transformations that reference the 
parameters. The import process generates the parameters at the transformation level.
PowerCenter does not require initial values for parameters. When you import a PowerCenter parameter with 
no initial values, the import process assigns a default value for the parameter based on the parameter data 
type. The default value for a parameter with a String data type is a number sign (#). The default value for a 
parameter with a Numeric data type is 0. The default value for a parameter with a Date/Time data type is 
01/01/70 in the format mm/dd/yy.
If you import a mapping with variables, the import process does not convert the variables. The mapping 
conversion might be successful, but the mapping is not valid in the Model repository. You can change the 
mapping to use parameters instead of variables in the Model repository.
Some PowerCenter mapping parameters have the 
IsExprVar
 property enabled. This property indicates that 
the PowerCenter Integration Service must expand the parameter before parsing an expression. The 
210       Chapter 11: Import From PowerCenter
IsExprVar
 property is not valid in the Model repository. If you import a mapping with this parameter property 
enabled, the conversion is successful, but the mapping is not valid.
When you import Netezza and Teradata objects that contains a parameterized source owner name property, 
the import process does not convert the property. The import process also ignores any parameterized target 
table names in Teradata mappings.
System Parameter Conversion
You can import a PowerCenter mapping or mapplet that contains some system-defined parameters. The 
import process imports the parameters if they match the system-defined parameters that are valid in the 
Model repository.
The import process creates the parameter bindings between the system-defined parameters and the reusable 
transformations that reference the parameters.
If a PowerCenter mapping has a system-defined parameter that does not have an equivalent system-defined 
parameter in the Model repository, the conversion does not fail. The import process copies the mapping 
property with the parameter name as the property value. However, the imported mapping is not valid. You can 
create a user-defined parameter to replace the property value or you can change the mapping logic.
You can import the following system-defined parameters:
•$PMMappingName
•$PMIntegrationServiceName
•$PMRepositoryUserName
•$SESSSTARTTIME
•$SYSDATE
You cannot import the following PowerCenter system-defined parameters:
•$PMFolderName
•$PMRepositoryServiceName
•$PMSessionName
•$PMSessionRunMode
•$PMTAB_ALL_DATA_TYPES@TableName
•$PMTGT_ALL_DATA_TYPES@TableName
•$PMWorkflowName
•$PMWorkflowRunId
•$PMWorkflowRunInstanceName
Parameter Conversion       211

PowerCenter Repository Connection Properties
When you import objects from a PowerCenter repository, you must specify the connection properties to the 
repository. The Developer tool uses the import properties to connect to the PowerCenter repository.
The following table describes the import properties:
Properties Description
Host Name PowerCenter domain gateway host name.
Port Number PowerCenter domain gateway HTTP port number.
Release Number PowerCenter release version.
Authentication Type The type of user authentication required to connect to the PowerCenter repository. 
Select one of the following values: Kerberos Single Sign On, Native, or LDAP.
Note: Specify the user name and password if the authentication type is Native or 
LDAP.
User Name PowerCenter repository user name.
Password Password for the PowerCenter repository user name.
Security Domain If authentication type is LDAP, specify the LDAP security domain name. If not, enter 
Native.
Repository Name PowerCenter repository name.
Code Page Code page of the PowerCenter repository.
Connection Assignments
When you import data sources and other objects from PowerCenter, you can assign a data source connection 
type.
For example, you can create a source definition, a target definition, or a Lookup transformation in 
PowerCenter that connects to an Oracle database. When you import these objects in the Developer tool, use 
the Connection Assignment dialog box to specify the connection type for each object.
When you select a connection type for PowerCenter repository objects, use one of the following methods to 
assign connections:
Assign a single connection to multiple PowerCenter objects at the same time.
You can assign a single connection to all sources, all targets, all Lookup transformations, or all objects 
that do not have an assigned connection. Or, you can assign a single connection to all objects with 
names that match a specified name pattern. Select an option from the Select list and click Assign 
Connection.
Assign a single connection to multiple PowerCenter objects of different object types.
Choose the Custom option in the Select list, select multiple PowerCenter objects, and then click Assign 
Connection.
212       Chapter 11: Import From PowerCenter
Assign a connection to a PowerCenter object.
Select a PowerCenter object and click the Open button in the Connection Name column.
You can assign a connection to an object that is different from the original connection type. You might do 
this if Developer tool does not support the original connection type. If you assign a different connection type 
than the original one, the Developer tool warns you that the connection types do not match.
If you choose to ignore the warning and proceed, the import succeeds and assigns the new connection to 
imported data sources. The source or target are valid when the metadata for the chosen connection matches 
the schema of the imported data sources.
Note: For Lookup transformations created with a connection type that the Developer tool does not support, 
information about the original connection type is not available, and the Developer tool does not warn about a 
connection mismatch.
Importing an Object from PowerCenter
You can import objects from a PowerCenter repository to a Model repository.
Connect to the target Model repository before you import objects from PowerCenter.
1. Select File > Import. 
The Import dialog box appears.
2. Select Informatica > PowerCenter. 
3. Click Next. 
The Import from PowerCenter dialog box appears.
4. Specify the connection parameters for the PowerCenter repository. 
5. Click Test Connection. 
The Developer tool tests the connection to the PowerCenter repository.
6. If the connection to PowerCenter repository is successful click OK. Click Next. 
The Developer tool displays the folders in the PowerCenter repository and prompts you to select the 
objects to import.
7. Select one or more objects to import. 
8. Click Next 
9. Select a target location for the import objects in the Model repository. 
10. Select a conflict resolution option for object name conflict. Choose to rename, replace, or reuse the 
object in the target Model repository. 
•To rename the PowerCenter repository object with the default naming convention, and then import it 
to the Model repository, select the Rename object in target option. The default conflict resolution is 
to rename the object.
•To replace the Model repository object with the PowerCenter repository object, select the Replace 
object in target option.
•To reuse the object in the Model repository in the mapping instead of importing the PowerCenter 
object, select the Reuse object in target option.
11. Click Next. 
The Developer tool shows the PowerCenter objects, and the dependent objects.
Importing an Object from PowerCenter       213
12. Click Ignore Overridden Properties to ignore override properties for reusable PowerCenter sources, 
targets, and transformations. By default, the process preserves override properties. 
13. If you import an IBM DB2 object, select the DB2 object type. You can select one of the following object 
type: LOW, z/OS, i5/OS. 
14. Click Next. 
15. Specify the Model repository connection details to the PowerCenter repository objects. 
16. The Choose Connection dialog box appears. Select a connection and click OK. 
17. Click Next. 
The Developer tool generates an import summary and lists the PowerCenter objects and the dependent 
objects to be imported.
18. Click Conversion Check to verify if objects can be imported as valid Model repository objects. 
The Developer tool shows a conversion check summary report with results of the conversion check.
19. Click OK. Click Finish. 
The Developer tool shows progress information during the import. The Developer tool imports the 
PowerCenter objects and the dependent objects to the Model repository, and generates a final import 
summary report.
20. Click Save and specify a file name to save the import summary if there are conversion errors. 
Import Restrictions
The following restrictions apply when you import PowerCenter objects:
Source and Target
•When you import a source or target from PowerCenter release 9.1.0 or earlier, the import process 
cannot verify if a connection type associated with the object is valid.
•If the version of the PowerCenter repository is earlier than 9.5.0, an IBM DB2 source database name 
or an IBM DB2 target name must start with "DB2" to set the DB2 type.
•When the row delimiter for a flat file source is not valid, the import process changes it to the default 
value.
•You cannot import Salesforce sources or targets from PowerCenter.
•When you import Teradata sources from PowerCenter, the import process ignores the following 
properties:
-Not Null property of a column
-Output is Deterministic
-Output is Repeatable
-Number of Sorted Ports
-Foreign Key
•When you import Teradata targets from PowerCenter, the import process ignores the following 
properties:
-Not Null property of a column
-Update Override
214       Chapter 11: Import From PowerCenter
-Target Table Prefix
-Foreign Key
•When you import Netezza sources from PowerCenter, the import process ignores the following 
properties:
-Foreign Key
-Output is Deterministic
-Output is Repeatable
-Number of Sorted Ports
•When you import Netezza targets from PowerCenter, the import process ignores the following 
properties:
-Foreign Key
-Update Override
•When you import a Netezza source from PowerCenter, the import process imports the Netezza 
source with the same name under a newly created Netezza data object. However, when you create a 
read operation, the Source transformation within the read operation has a unique name appended 
with a number that is different from the imported source name.
Transformation
•An expression in a transformation must contain 4,000 characters or fewer.
•The database type for an SQL transformation or a Lookup transformation converts to ODBC during 
the import process.
•When you set the data cache size or the index cache size for a transformation to a value that is not 
valid, the import process changes the value to Auto.
Mapping
•When you import a mapping with supported objects or transformations, the import process creates a 
separate Model repository mapping for each pipeline in the PowerCenter mapping preserving the 
target load order. The import process behavior remains the same for a workflow that contains a 
session that runs a mapping with multiple pipelines. Each mapping name is appended with a number 
that indicates the order in which mapping needs to run as mentioned in the target load order.
•If the mapping contains objects that are not supported in the Model repository, the pipelines are 
imported as a single mapping into the Model repository. The pipelines with the unsupported 
transformation or object gets imported with broken links in the Model repository. In this case, the 
number of imported mappings can be less than the total number of pipelines in a PowerCenter 
mapping based on the target load order. If any pipeline in PowerCenter contains transformations or 
objects that are not supported in the Model repository, the pipeline is broken with the unconnected 
objects and it appears within a single mapping in the Model repository.
Functions
You cannot import SetVariable and SetMax functions. Instead, you can convert the functions as mapping 
outputs to use it in the Model repository.
Mapping Variables
You cannot import mapping variables from PowerCenter into the Model repository.
Import Restrictions       215

Session Properties
The following session properties can be imported into the Model repository:
PowerCenter Session Property Developer Tool Mapping Task Property
Session Log File Name Mapping Task Log File Name
Session Log File directory Mapping Task Log File Directory
Recovery Strategy> Fail task and continue workflow Task Recovery Strategy> Skip
Recovery Strategy> Restart task are supported Task Recovery Strategy> Restart
Java Classpath Java Classpath
Enable high precision High Precision
Session Sort Order Sort Order
DateTime format string Default Date Time Format
Save session log by> Save session log by timestamp Mapping Task Log Save Type> Mapping task timestamp
Save session log by> Save session log by runs Mapping Task Log Save Type> Mapping task run
Save session log for these runs Save Mapping Task Logs For These Runs
Override tracing Override Tracing Level
Enable HA recovery Enable Recovery
Workflows
•In PowerCenter, when you right-click a workflow link, you can set a link condition in the Workflow 
Manager. After you import the workflow in the Model repository, you can see the condition only as a 
comment and you must manually convert the mapping based on the condition required.
•Workflow parameter, workflow variables, and session parameters are not supported for import from 
PowerCenter in the Model repository.
•You cannot import nested worklets from PowerCenter.
Import Performance
If you want to import mappings larger than 68 MB, import the mapping through command line for optimal 
performance. You can use the infacmd ipc ImportFromPC command to optimize import performance.
To improve performance during import from PowerCenter, you can add an option, -BlockSize to the infacmd 
ipc genReuseReportFromPC command.
Instead of importing every folder, you can import the required mappings from PowerCenter into the Model 
repository. Recommended Java heap size is 4 GB and blockSize is 100 for generating report especially if the 
user gets an out of memory error. You can also decrease the blockSize value in case of complex mappings.
216       Chapter 11: Import From PowerCenter

Chapter 1 2
Performance Tuning
This chapter includes the following topics:
•Performance Tuning Overview, 217
•Optimization Methods, 218
•Optimizer Levels, 222
•Setting the Optimizer Level for a Developer Tool Mapping, 223
•Setting the Optimizer Level for a Deployed Mapping, 224
Performance Tuning Overview
The Data Integration Service optimizes mappings to improve the performance of a mapping.
The Data Integration Service can perform the following optimizations:
Filter data to reduce the number of rows to be processed.
The Data Integration Service applies optimization methods in an attempt to reduce the amount of data to 
process. When you run a mapping, you can choose an optimizer level that determines which optimization 
methods the Data Integration Service can apply to the mapping. For example, the Data Integration 
Service can use early selection optimization to move a filter closer to the source. It can use pushdown 
optimization to push transformation logic to a database. It can use the cost-based optimization method 
to change the join processing order.
The Data Integration Service can apply multiple optimization methods to a mapping at the same time. 
For example, the Data Integration Service applies the early projection, predicate optimization, early 
selection, branch pruning, or push-into optimization methods when you select the normal optimizer level.
Determine the partitioning strategy to maximize parallel processing.
If you have the partitioning option, the Data Integration Service can maximize parallelism for mappings. 
The Data Integration Service dynamically determines the partitioning strategy for mappings. The 
partitioning strategy includes the location of partition points, the optimal number of partitions for each 
pipeline stage, and the partitioning types that best redistribute data across each partition point. For more 
information about partitioning, see “Partitioned Mappings Overview” on page 246.
You can also set constraints on relational sources, logical data objects, physical data objects, and virtual 
tables in a mapping to filter unnecessary rows. The Data Integration Service can process constraints to 
improve mapping performance.
217
Optimization Methods
The Data Integration Service applies optimization methods to reduce the number of rows to process in the 
mapping. You can configure the optimizer level for the mapping to limit which optimization methods the Data 
Integration Service applies.
The Data Integration Service can apply the following optimization methods:
•Pushdown optimization
•Early projection optimization
•Early selection optimization
•Branch pruning optimization
•Push-into optimization
•Predicate optimization
•Global predicate optimization
•Cost-based optimization
•Dataship-join optimization
•Semi-join optimization
The Data Integration Service can apply multiple optimization methods to a mapping at the same time. For 
example, the Data Integration Service applies the early projection optimization, predicate optimization, global 
predicate optimization, branch pruning optimization, and early selection optimization or push-into 
optimization methods when you select the normal optimizer level.
Early Projection Optimization Method
When the Data Integration Service applies the early projection optimization method, it identifies unused ports 
and removes the links between those ports.
The early projection optimization method improves performance by reducing the amount of data that the 
Data Integration Service moves across transformations. When the Data Integration Service processes a 
mapping, it moves the data from all connected ports in a mapping from one transformation to another. In 
large, complex mappings, or in mappings that use nested mapplets, some ports might not supply data to the 
target. The Data Integration Service identifies the ports that do not supply data to the target. After the Data 
Integration Service identifies unused ports, it removes the links between all unused ports from the mapping.
The Data Integration Service does not remove all links. For example, it does not remove the following links:
•Links connected to a transformation that has side effects.
•Links connected to transformations that call an ABORT() or ERROR() function, send email, or call a stored 
procedure.
If the Data Integration Service determines that all ports in a transformation are unused, it removes all 
transformation links except the link to the port with the least data. The Data Integration Service does not 
remove the unused transformation from the mapping.
The Developer tool enables this optimization method by default.
218       Chapter 12: Performance Tuning
Early Selection Optimization Method
When the Data Integration Service applies the early selection optimization method, it splits, moves, or 
removes the Filter transformations in a mapping. It moves filters up the mapping closer to the source.
The Data Integration Service might split a Filter transformation if the filter condition is a conjunction. For 
example, the Data Integration Service might split the filter condition "A>100 AND B<50" into two simpler 
conditions, "A>100" and "B<50." When the Data Integration Service splits a filter, it moves the simplified filters 
up the mapping pipeline, closer to the source. The Data Integration Service moves the filters up the pipeline 
separately when it splits the filter.
The early selection optimization method is enabled by default when you choose the normal or full optimizer 
level in the Developer tool. The Data Integration Service ignores early selection optimization if a 
transformation that appears before the Filter transformation has side effects. The Data Integration Service 
cannot determine if the SQL transformation, Web Service Consumer transformation, and Java transformation 
have side effects. You can configure early selection optimization for these transformations if they do not 
have side effects.
You can disable early selection if the optimization does not increase performance. The Data Integration 
Service enables this optimization method by default.
Branch Pruning Optimization Method
The Data Integration Service can apply the branch pruning optimization method to transformations that do 
not contribute any rows to the target in a mapping.
The Data Integration Service might remove a Filter transformation if the filter condition evaluates to FALSE 
for the data rows. For example, a mapping has two Filter transformations that filter data from two relational 
sources. A Filter transformation has the filter condition Country=US, and the other Filter transformation has 
the filter condition Country=Canada. A Union transformation joins the two relational sources and has the 
filter condition Country=US. The Data Integration Service might remove the Filter transformation with the 
filter condition Country=Canada from the mapping.
The Developer tool enables the branch pruning optimization method by default when you choose the normal 
or full optimizer level. You can disable branch pruning if the optimization does not increase performance by 
setting the optimizer level to minimal or none.
Predicate Optimization Method
When the Data Integration Service applies the predicate optimization method, it examines the predicate 
expressions that a mapping generates. It determines whether it can simpliify or rewrite the expressions to 
increase mapping performance.
When the Data Integration Service runs a mapping, it generates queries against the mapping sources and 
performs operations on the query results based on the mapping logic and the transformations within the 
mapping. The queries and operations often include predicate expressions. Predicate expressions represent 
the conditions that the data must satisfy. The filter and join conditions in Filter and Joiner transformations 
are examples of predicate expressions.
With the predicate optimization method, the Data Integration Service also attempts to apply predicate 
expressions as early as possible in the mapping to improve mapping performance.
The Data Integration Service infers relationships from by existing predicate expressions and creates new 
predicate expressions. For example, a mapping contains a Joiner transformation with the join condition "A=B" 
and a Filter transformation with the filter condition "A>5." The Data Integration Service might be able to add 
"B>5" to the join condition.
Optimization Methods       219
The Data Integration Service applies the predicate optimization method with the early selection optimization 
method when it can apply both methods to a mapping. For example, when the Data Integration Service 
creates new filter conditions through the predicate optimization method, it also attempts to move them 
upstream in the mapping through the early selection method. Applying both optimization methods improves 
mapping performance when compared to applying either method alone.
The Data Integration Service applies the predicate optimization method if the application increases 
performance. The Data Integration Service does not apply this method if the application changes the 
mapping results or it decreases the mapping performance. The Data Integration Service applies this 
optimization method by default.
Cost-Based Optimization Method
With cost-based optimization, the Data Integration Service evaluates a mapping, generates semantically 
equivalent mappings, and runs the mapping with the best possible performance. Cost-based optimization 
reduces run time for mappings that perform adjacent inner-join, and full-outer join operations.
Semantically equivalent mappings are mappings that perform identical functions and produce the same 
results. To generate semantically equivalent mappings, the Data Integration Service divides the original 
mapping into fragments. The Data Integration Service then determines which mapping fragments it can 
optimize.
During optimization, the Data Integration Service might add, remove, or reorder transformations within a 
fragment. The Data Integration Service verifies that the optimized fragments produce the same results as the 
original fragments and forms alternate mappings that use the optimized fragments.
The Data Integration Service can also apply a sorted merge join if it determines that the sorted merge join 
performance is better than the nested loop join performance. A sorted merge join uses sort order to arrange 
two data sets before performing the join. A nested loop join uses nested loops to join two data sets. The Data 
Integration Service might use the sorting information in the sources or create a Sorter transformation if the 
cost of sorting the data is less expensive then processing the nested loop join.
The Data Integration Service generates all or almost all of the mappings that are semantically equivalent to 
the original mapping. It uses profiling statistics or database statistics to compute the cost for the original 
mapping and each alternate mapping. Then, it identifies the mapping that runs most quickly. The Data 
Integration Service performs a validation check on the best alternate mapping to ensure that it is valid and 
produces the same results as the original mapping.
The Data Integration Service caches the best alternate mapping in memory. When you run a mapping, the 
Data Integration Service retrieves the alternate mapping and runs it instead of the original mapping.
The Developer tool does not enable this method by default.
Dataship-Join Optimization Method
The dataship-join optimization method attempts to locate smaller data sets next to larger data sets to reduce 
join processing time. The Data Integration Service attempts to apply the dataship-join optimization method 
when there is a significant size difference between two tables.
For example, the Data Integration Service can apply the dataship-join optimization method to join a master 
table that contains 10,000 rows with a detail table that contains 1,000,000 rows. To perform the dataship-
join, the Data Integration Service creates a temporary staging table in the database that contains the larger 
detail table. Then, the Data Integration Service copies the smaller master table to a temporary table and joins 
the data in the temporary table with the data in the larger detail table. After the Data Integration Service 
performs the join operation, the Joiner transformation logic is processed in the database.
220       Chapter 12: Performance Tuning
Before applying the dataship-join optimization method, the Data Integration Service performs analyses to 
determine whether dataship-join optimization is possible and likely to be worthwhile. If the analyses 
determine that this method is likely to improve performance, the Data Integration Service applies it to the 
mapping. The Data Integration Service then reanalyzes the mapping to determine whether there are 
additional opportunities for dataship-join optimization. It performs additional optimizations if appropriate.
The Developer tool does not enable this method by default.
Dataship-Join Requirements for Increased Performance
The dataship-join optimization method does not always increase performance. The following factors affect 
mapping performance with dataship-join optimization:
•The Joiner transformation master source must have significantly fewer rows than the detail source.
•The detail source must be significantly large to justify the optimization. If the detail source is not large 
enough the Data Integration Service finds it is faster to read all the data from the master and detail source 
without applying the dataship-join optimization method.
Dataship-Join Optimization Rules and Guidelines
The Data Integration Service can apply dataship-join optimization to a Joiner transformation if the 
transformation meets the following requirements:
•The join type must be normal, master outer, or detail outer.
•The detail pipeline must originate from a relational source.
•If the mapping uses target-based commits, the Joiner transformation scope must be All Input.
•The master and detail pipelines cannot share any transformation.
•The mapping cannot contain a branch between the detail source and the Joiner transformation.
•The Data Integration Service fails to apply the dataship-join optimization method if the database which 
contains the detail side of the join is an IBM DB2 database that does not support Unicode encoding.
Semi-Join Optimization Method
The semi-join optimization method attempts to reduce the amount of data extracted from the source by 
modifying join operations in the mapping.
The Data Integration Service applies the semi-join optimization method to a Joiner transformation when one 
input group has many more rows than the other and when the larger group has many rows with no match in 
the smaller group based on the join condition. The Data Integration Service attempts to decrease the size of 
the data set of one join operand by reading the rows from the smaller group, finding the matching rows in the 
larger group, and then performing the join operation. Decreasing the size of the data set improves mapping 
performance because the Data Integration Service no longer reads unnecessary rows from the larger group 
source. The Data Integration Service moves the join condition to the larger group source and reads only the 
rows that match the smaller group.
Before applying the semi-join optimization method, the Data Integration Service performs analyses to 
determine whether semi-join optimization is possible and likely to be worthwhile. If the analyses determine 
that this method is likely to improve performance, the Data Integration Service applies it to the mapping. The 
Data Integration Service then reanalyzes the mapping to determine whether there are additional opportunities 
for semi-join optimization. It performs additional optimizations if appropriate.
The Developer tool does not enable this method by default.
Optimization Methods       221
Semi-Join Optimization Requirements for Increased Performance
The semi-join optimization method does not always increase performance. The following factors affect 
mapping performance with semi-join optimization:
•The Joiner transformation master source must have significantly fewer rows than the detail source.
•The detail source must be large enough to justify the optimization. When the Data Integration Service 
applies semi-join optimization, the method adds some overhead time to mapping processing. If the detail 
source is small, the time required to apply the semi-join method might exceed the time required to 
process all rows in the detail source.
•The Data Integration Service must be able to obtain source row count statistics for a Joiner 
transformation in order to accurately compare the time requirements of the regular join operation against 
the semi-join operation.
Semi-Join Optimization Rules and Guidelines
The Data Integration Service can apply semi-join optimization to a Joiner transformation if the transformation 
meets the following requirements:
•The join type must be normal, master outer, or detail outer. The joiner transformation cannot perform a 
full outer join.
•The detail pipeline must originate from a relational source.
•The join condition must be a valid sort-merge-join condition. That is, each clause must be an equality of 
one master port and one detail port. If there are multiple clauses, they must be joined by AND.
•If the mapping does not use target-based commits, the Joiner transformation scope must be All Input.
•The master and detail pipelines cannot share any transformation.
•The mapping cannot contain a branch between the detail source and the Joiner transformation.
Viewing an Optimized Mapping
You can view an optimized mapping to determine how the optimization methods affect the mapping.
uRight-click an empty area in the editor and click Show Optimized Mapping. 
The Data Integration Service generates the optimized mapping.
Optimizer Levels
The Data Integration Service optimizes mappings based on the optimizer level that you configure. Configure 
the optimizer level when you want the mapping to use an optimizer level other than the normal. By default, 
each mapping uses the normal optimizer level.
You can choose one of the following optimizer levels:
None
The Data Integration Service does not apply any optimization.
Minimal
The Data Integration Service applies the early projection optimization method.
222       Chapter 12: Performance Tuning

Normal
The Data Integration Service applies the early projection, early selection, branch pruning, push-into, 
global predicate optimization, and predicate optimization methods. Normal is the default optimization 
level.
Full
The Data Integration Service applies the cost-based, early projection, early selection, branch pruning, 
predicate, push-into, semi-join, and dataship-join optimization methods.
The Data Integration Service applies the normal optimizer level when you run a mapping from the Run menu 
or mapping editor in the Developer tool. When you run the mapping from the Run menu, the Data Integration 
Service applies the optimizer level in the mapping configuration. When you run the mapping from the 
command line, the Data Integration Service applies the optimization level from the mapping deployment 
properties in the application.
Note: The Data Integration Service does not apply the pushdown optimization method with an optimizer level. 
You can configure pushdown optimization for a mapping in the mapping run-time properties.
R T:
•“Pushdown Optimization Overview” on page 225
Setting the Optimizer Level for a Developer Tool 
Mapping
When you run a mapping through the Run menu or mapping editor, the Developer tool runs the mapping with 
the normal optimizer level. To run the mapping with a different optimizer level, run the mapping from the Run 
Configurations dialog box.
1. Open the mapping. 
2. Select Run > Open Run Dialog. 
The Run Configurations dialog box appears.
3. Select a mapping configuration that contains the optimizer level you want to apply or create a mapping 
configuration. 
4. Click the Advanced tab. 
5. Change the optimizer level. 
6. Click Apply. 
7. Click Run to run the mapping. 
The Developer tool runs the mapping with the optimizer level in the selected mapping configuration.
Setting the Optimizer Level for a Developer Tool Mapping       223
Setting the Optimizer Level for a Deployed Mapping
Set the optimizer level for a mapping that you run from the command line by changing the mapping 
deployment properties in the application.
The mapping must be in an application.
1. Open the application that contains the mapping. 
2. Click the Advanced tab. 
3. Select the optimizer level. 
4. Save the application. 
After you change the optimizer level, you must redeploy the application.
224       Chapter 12: Performance Tuning

Chapter 1 3
Pushdown Optimization
This chapter includes the following topics:
•Pushdown Optimization Overview, 225
•Pushdown Types, 226
•Transformation Pushdown Logic, 228
•Pushdown Optimization to Sources, 229
•Pushdown Optimization Expressions, 232
•Comparing the Output of the Data Integration Service and Sources, 244
Pushdown Optimization Overview
When the Data Integration Service applies pushdown optimization, it pushes transformation logic to the 
source database. The Data Integration Service translates the transformation logic into SQL queries and 
sends the SQL queries to the database. The source database runs the SQL queries to process the 
transformations.
Pushdown optimization improves mapping performance when the source database can process 
transformation logic faster than the Data Integration Service. The Data Integration Service also reads less 
data from the source.
The amount of transformation logic that the Data Integration Service pushes to the source database depends 
on the database, the transformation logic, and the mapping configuration. The Data Integration Service 
processes all transformation logic that it cannot push to a database.
When you configure pushdown optimization for the mapping, the Data Integration Service analyzes the 
optimized mapping from the source to the target or until it reaches a downstream transformation that it 
cannot push to the source database. The Data Integration Service generates and executes a SELECT 
statement for each source that has transformation logic pushed down. Then, it reads the results of this SQL 
query and processes the remaining transformations in the mapping.
225

R T:
•“Optimizer Levels” on page 222
Pushdown Types
The Data Integration Service applies pushdown optimization to a mapping when you select the pushdown 
type in the mapping run-time properties.
You can select the following pushdown types:
•None. Select no pushdown type for the mapping.
•Source. The Data Integration Service tries to push down as much transformation logic as it can to the 
source database.
•Full. The Data Integration Service pushes the full transformation logic to the source database.
You can also create a string parameter for the pushdown type and use the following parameter values:
•Full
•Source
•None
Full Pushdown Optimization
When the Data Integration Service applies full pushdown optimization, it pushes all the transformation logic 
in the mapping to the source database. You can configure full pushdown in the mapping run-time properties.
Full pushdown optimization is ideal when the source and target are in the same database or when 
transformations such as Aggregator and Filter transformations are processed in the source database and 
reduce the amount of data moved. For example, if a mapping contains a Teradata source and Teradata 
target, configure full pushdown optimization to push all the transformation logic for processing from a 
Teradata source database to a Teradata target database.
When you configure a mapping with an Update Strategy transformation for full pushdown, you must 
determine pushdown compatibility for the mapping.
The Data Integration Service can pushdown a mapping with an Update Strategy transformation in the 
following scenarios:
•If the target transformation connected to the Update Strategy transformation receives multiple rows that 
do not have the same key.
•If the target transformation connected to the Update Strategy transformation receives multiple rows with 
the same key that can be reordered.
The Data Integration Service cannot pushdown a mapping with an Update Strategy transformation in the 
following scenario:
•If the target transformation connected to the Update Strategy transformation receives multiple rows with 
the same key that cannot be reordered.
You can also use a pushdown compatibility parameter in the mapping. You can use the following parameter 
values:
•noMultipleRowsWithSameKeyOnTarget
226       Chapter 13: Pushdown Optimization
•reorderAllowedForMultipleRowsWithSameKey
•reorderNotAllowedForRowsWithSameKey
The Data Integration Service can use full pushdown optimization for the following sources:
•Oracle
•IBM DB2
•Microsoft SQL Server
•Teradata
•Netezza
•Greenplum
•SAP HANA
Rules and Guidelines for Full Pushdown Optimization
Consider the following rules and guidelines when you configure full pushdown optimization:
•The Data Integration Service can push all transformation logic in the mapping to IBM DB2, Oracle, 
Microsoft SQL Server, and ODBC sources such as Teradata, Greenplum, Netezza, and SAP HANA.
•When you configure full pushdown optimization for a mapping with an Update Strategy transformation, 
you can use the Update else Insert strategy only for Oracle and Teradata.
Source Pushdown
When the Data Integration Service applies source pushdown, it analyzes the mapping from source to target or 
until it reaches a downstream transformation it cannot push to the source database.
The Data Integration Service generates and executes a SELECT statement based on the transformation logic 
for each transformation it can push to the database. Then, it reads the results of this SQL query and 
processes the remaining transformations.
You can configure a mapping to use source pushdown if the source and target reside in different databases. 
For example, if a mapping contains a Teradata source and an Oracle target, you can configure source 
pushdown to push some transformation logic for processing to the Teradata source.
Configuring Pushdown
You can configure a mapping for pushdown optimization in the mapping run-time properties.
1. Open a mapping. 
2. On the Properties tab, select Run-time. 
3. Choose a pushdown type or assign a pushdown parameter: 
•None. The Data Integration Service does not pushdown the mapping logic to the source database.
•Full. The Data Integration Service pushes down the full mapping logic to the source database.
•Source. The Data Integration Service pushes down all mapping logic except the target to the source 
database.
•Assign Parameter. Select the parameter that you configured for pushdown type or create a new 
parameter and click OK.
Pushdown Types       227
4. Optionally, if you choose full pushdown optimization and the mapping contains an Update Strategy 
transformation, you can choose a pushdown compatibility option or assign a pushdown compatibility 
parameter. 
•Multiple rows do not have the same key. The target transformation connected to the Update Strategy 
transformation receives multiple rows that have the same key. The Data Integration Service can 
pushdown the Update Strategy transformation.
•Multiple rows with the same key can be reordered. The target transformation connected to the 
Update Strategy transformation receives multiple rows with the same key that can be reordered. The 
Data Integration Service can pushdown the Update Strategy transformation.
•Multiple rows with the same key cannot be reordered. The target transformation connected to the 
Update Strategy transformation receives multiple rows with the same key that cannot be reordered. 
The Data Integration Service cannot pushdown the Update Strategy transformation.
•Assign Parameter. Select the parameter that you configured for pushdown compatibility or create a 
parameter and click OK.
Transformation Pushdown Logic
The Data Integration Service uses pushdown optimization to push transformation logic to source databases. 
The amount of transformation logic that the Data Integration Service pushes to the source database depends 
on the database, the transformation logic, and the mapping configuration. The Data Integration Service 
processes all transformation logic that it cannot push to a database.
The Data Integration Service can push the following transformation logic to the source database:
•Aggregator
•Expression
•Filter
•Joiner
•Lookup
•Sorter
•Union
The Data Integration Service cannot push transformation logic to a source in the following circumstances:
•The source contains a column with a binary data type.
•The source is a customized data object that contains a filter condition or user-defined join for Expression 
or Joiner transformation logic.
•The sources are on different database management systems or use different connections for Joiner or 
Union transformation logic.
•The lookup match policy is not set to "Return All Rows."
The Data Integration Service processes mapping logic that it cannot push to the source.
228       Chapter 13: Pushdown Optimization

Pushdown Optimization to Sources
The Data Integration Service can push transformation logic to different sources such as relational sources 
and sources that use database-specific ODBC drivers. The type of transformation logic that the Data 
Integration Service pushes depends on the source type.
The Data Integration Service can push transformation logic to the following types of sources:
•Relational sources
•Sources that use native database drivers
•PowerExchange® nonrelational sources
•Sources that use database-specific ODBC drivers
•SAP sources
Pushdown Optimization to Relational Sources
The Data Integration Service can push transformation logic to relational sources using the native drivers or 
database-specific ODBC drivers.
The Data Integration Service can push Aggregator, Expression, Filter, Joiner, Sorter, and Union transformation 
logic to the following relational sources:
•Greenplum
•Hive
•IBM DB2
•Microsoft SQL Server
•Oracle
•SAP HANA
•Sybase
•Teradata
When you push Aggregator transformation logic to a relational source, pass-through ports are valid if they are 
group-by ports. The transformation language includes aggregate functions that you can use in an Aggregator 
transformation.
The following table displays the aggregate functions that are valid in an IBM DB2 relational source:
Aggregate Functions DB2-LUW DB2i DB2z/os
AVG Yes Yes Yes
COUNT Yes Yes Yes
FIRST No No No
LAST No No No
MAX Yes Yes Yes
MEDIAN No No No
Pushdown Optimization to Sources       229

Aggregate Functions DB2-LUW DB2i DB2z/os
MIN Yes Yes Yes
PERCENTILE No No No
STDDEV Yes Yes Yes
SUM Yes Yes Yes
VARIANCE Yes Yes Yes
The following table displays the aggregate functions that are valid in Greenplum, Hive, MSSQL, Oracle, 
Sybase, and Teradata relational sources:
Aggregate Functions Greenplum Hive MSSQL Oracle Sybase Teradata
AVG Yes Yes Yes Yes Yes Yes
COUNT Yes Yes Yes Yes Yes Yes
FIRST No No No No No No
LAST No No No No No No
MAX Yes Yes Yes Yes Yes Yes
MEDIAN No No No Yes No No
MIN Yes Yes Yes Yes Yes Yes
PERCENTILE No No No No No No
STDDEV Yes Yes Yes Yes No Yes
SUM Yes Yes Yes Yes Yes Yes
VARIANCE Yes Yes Yes Yes No Yes
A relational source has a default configuration for treating null values. By default, some databases treat null 
values lower than any other value and some databases treat null values higher than any other value. You can 
push the Sorter transformation logic to the relational source and get accurate results when the source has 
the default null ordering.
If you configure a Sorter transformation for distinct output rows, you must enable case sensitive sorting to 
push transformation logic to source for DB2, Sybase, and Oracle.
The Data Integration Service cannot push any function that contains the Decimal data type to a Hive source.
230       Chapter 13: Pushdown Optimization
Pushdown Optimization to Native Sources
When the Data Integration Service pushes transformation logic to relational sources using the native drivers, 
the Data Integration Service generates SQL statements that use the native database SQL.
The Data Integration Service can push Aggregator, Expression, Filter, Joiner, Sorter, and Union transformation 
logic to the following native sources:
•IBM DB2 for Linux, UNIX, and Windows ("DB2 for LUW")
•Microsoft SQL Server. The Data Integration Service can use a native connection to Microsoft SQL Server 
when the Data Integration Service runs on Windows.
•Oracle
The Data Integration Service can push Filter transformation logic to the following native sources:
•IBM DB2 for i5/OS
•IBM DB2 for z/OS
Pushdown Optimization to PowerExchange Nonrelational Sources
For PowerExchange nonrelational data sources on z/OS systems, the Data Integration Service pushes Filter 
transformation logic to PowerExchange. PowerExchange translates the logic into a query that the source can 
process.
The Data Integration Service can push Filter transformation logic for the following types of nonrelational 
sources:
•IBM IMS
•Sequential data sets
•VSAM
Pushdown Optimization to ODBC Sources
The Data Integration Service can push transformation logic to databases that use database-specific ODBC 
drivers. If you select the ODBC provider as Other, the Data Integration Service cannot push transformation 
logic to the source.
When you use a database-specific ODBC driver to connect to a source, the Data Integration Service uses the 
native database SQL to generate SQL statements.
You can specify the ODBC provider in the ODBC connection object.
You can configure a specific ODBC provider for the following ODBC connection types:
•Greenplum
•Microsoft SQL Server
•Netezza
•SAP HANA
•Sybase ASE
•Teradata
Pushdown Optimization to Sources       231
Pushdown Optimization to SAP Sources
The Data Integration Service can push Filter transformation logic to SAP sources for expressions that contain 
a column name, an operator, and a literal string. When the Data Integration Service pushes transformation 
logic to SAP, the Data Integration Service converts the literal string in the expressions to an SAP datatype.
The Data Integration Service can push Filter transformation logic that contains the TO_DATE function when 
TO_DATE converts a DATS, TIMS, or ACCP datatype character string to one of the following date formats:
•'MM/DD/YYYY'
•'YYYY/MM/DD'
•'YYYY-MM-DD HH24:MI:SS'
•'YYYY/MM/DD HH24:MI:SS'
•'MM/DD/YYYY HH24:MI:SS'
The Data Integration Service processes the transformation logic if you apply the TO_DATE function to a 
datatype other than DATS, TIMS, or ACCP or if TO_DATE converts a character string to a format that the Data 
Integration Services cannot push to SAP. The Data Integration Service processes transformation logic that 
contains other Informatica functions. The Data Integration Service processes transformation logic that 
contains other Informatica functions.
Filter transformation expressions can include multiple conditions separated by AND or OR. If conditions apply 
to multiple SAP tables, the Data Integration Service can push transformation logic to SAP when the SAP data 
object uses the Open SQL ABAP join syntax. Configure the Select syntax mode in the read operation of the 
SAP data object.
SAP Data Type Exceptions
The Data Integration Service processes the Filter transformation logic when the source cannot process the 
transformation logic and the transformation expression includes the following data types:
•RAW
•LRAW
•LCHR
Pushdown Optimization Expressions
The Data Integration Service can push transformation logic to the source database when the transformation 
contains operators and functions that the source supports. The Data Integration Service translates the 
transformation expression into a query by determining equivalent operators and functions in the database. If 
there is no equivalent operator or function, the Data Integration Service processes the transformation logic.
If the source uses an ODBC connection and you configure a database-specific ODBC provider in the ODBC 
connection object, then the Data Integration Service considers the source to be the native source type.
232       Chapter 13: Pushdown Optimization

Functions
Informatica functions are not available for nonrelational sources on z/OS. The following table displays the 
Informatica functions available for pushdown optimization for IBM DB2 sources:
Function DB2 for i5/OS 
1DB2 for LUW DB2 for z/OS1
ABORT() No No No
ABS() No Yes No
ADD_TO_DATE() Yes Yes Yes
AES_DECRYPT() No No No
AES_ENCRYPT() No No No
ASCII() Yes Yes Yes
AVG() Yes Yes Yes
CEIL() Yes Yes Yes
CHOOSE() No No No
CHR() No Yes No
CHRCODE() No Yes Yes
COMPRESS() No No No
CONCAT() Yes Yes Yes
COS() Yes Yes Yes
COSH() Yes Yes Yes
COUNT() Yes Yes Yes
CRC32() No No No
CREATE_TIMESTAMP_TZ() No No No
CUME() No No No
DATE_COMPARE() Yes Yes Yes
DATE_DIFF() No No No
DECODE() No Yes No
DECODE_BASE64() No No No
DECOMPRESS() No No No
ENCODE_BASE64() No No No
Pushdown Optimization Expressions       233

Function DB2 for i5/OS 
1DB2 for LUW DB2 for z/OS1
ERROR() No No No
EXP() No Yes No
FIRST() No No No
FLOOR() No Yes No
FV() No No No
GET_DATE_PART() Yes Yes Yes
GET_TIMESTAMP() No No No
GET_TIMEZONE() No No No
GREATEST() No No No
IIF() No Yes No
IN() No Yes No
INDEXOF() No No No
INITCAP() No No No
INSTR() Yes Yes Yes
IS_DATE() No No No
IS_NUMBER() No No No
IS_SPACES() No No No
ISNULL() Yes Yes Yes
LAST() No No No
LAST_DAY() No No No
LEAST() No No No
LENGTH() Yes Yes Yes
LN() Yes Yes Yes
LOG() Yes Yes Yes
LOWER() Yes Yes Yes
LPAD() No No No
LTRIM() Yes Yes Yes
234       Chapter 13: Pushdown Optimization

Function DB2 for i5/OS 
1DB2 for LUW DB2 for z/OS1
MAKE_DATE_TIME() No No No
MAX() Yes Yes Yes
MD5() No No No
MEDIAN() No No No
METAPHONE() No No No
MIN() Yes Yes Yes
MOD() Yes Yes Yes
MOVINGAVG() No No No
MOVINGSUM() No No No
NPER() No No No
PERCENTILE() No No No
PMT() No No No
POWER() Yes Yes Yes
PV() No No No
RAND() No No No
RATE() No No No
REG_EXTRACT() No No No
REG_MATCH() No No No
REG_REPLACE No No No
REPLACECHR() No No No
REPLACESTR() No No No
REVERSE() No No No
ROUND(DATE) No No Yes
ROUND(NUMBER) Yes Yes Yes
RPAD() No No No
RTRIM() Yes Yes Yes
SET_DATE_PART() No No No
Pushdown Optimization Expressions       235

Function DB2 for i5/OS 
1DB2 for LUW DB2 for z/OS1
SIGN() Yes Yes Yes
SIN() Yes Yes Yes
SINH() Yes Yes Yes
SOUNDEX() No Yes1No
SQRT() No Yes No
STDDEV() Yes Yes Yes
SUBSTR() Yes Yes Yes
SUM() Yes Yes Yes
SYSTIMESTAMP() Yes Yes Yes
TAN() Yes Yes Yes
TANH() Yes Yes Yes
TO_BIGINT Yes Yes Yes
TO_CHAR(DATE) Yes Yes Yes
TO_CHAR(NUMBER) Yes Yes 2Yes
TO_DATE() Yes Yes Yes
TO_DECIMAL() Yes Yes 3Yes
TO_DECIMAL38() No No No
TO_FLOAT() Yes Yes Yes
TO_INTEGER() Yes Yes Yes
TO_TIMESTAMP_TZ() No No No
TRUNC(DATE) No No No
TRUNC(NUMBER) Yes Yes Yes
UPPER() Yes Yes Yes
VARIANCE() Yes Yes Yes
. 1The Data Integration Service can push these functions to the source only when they are included in Filter 
transformation logic.
. 2When this function takes a decimal or float argument, the Data Integration Service can push the function only when it 
is included in Filter transformation logic.
. 3When this function takes a string argument, the Data Integration Service can push the function only when it is included 
in Filter transformation logic.
236       Chapter 13: Pushdown Optimization

The following table displays the Informatica functions available for pushdown optimization for Greenplum, 
Hive, Microsoft SQL Server, Netezza, Oracle, SAP, SAP HANA, Sybase ASE, and Teradata sources:
Function Greenplum Hive Microsoft 
SQL 
Server
Netezza Oracle SAP 
1SAP 
HANA
Sybase 
ASE
Teradata
ABORT() No No No No No No No No No
ABS() Yes Yes Yes Yes Yes No Yes Yes Yes
ADD_TO_DATE() Yes No Yes Yes Yes No No Yes Yes
AES_DECRYPT() No No No No No No No No No
AES_ENCRYPT() No No No No No No No No No
ASCII() Yes No Yes Yes Yes No No Yes No
AVG() Yes Yes Yes Yes Yes No Yes Yes Yes
CEIL() Yes Yes Yes Yes Yes No Yes Yes Yes
CHOOSE() No No No No No No No No No
CHR() Yes No Yes Yes Yes No Yes Yes No
CHRCODE() Yes No Yes Yes Yes No Yes Yes No
COMPRESS() No No No No No No No No No
CONCAT() Yes Yes Yes Yes Yes No Yes Yes Yes
COS() Yes Yes Yes Yes Yes No Yes Yes Yes
COSH() Yes No Yes Yes Yes No Yes Yes Yes
COUNT() Yes Yes Yes Yes Yes No Yes Yes Yes
CRC32() No No No No No No No No No
CREATE_TIMESTAMP_TZ() No No No No Yes No No No No
CUME() No No Yes No No No No No No
DATE_COMPARE() Yes No Yes Yes Yes No Yes Yes Yes
DATE_DIFF() No No No No No No Yes No No
DECODE() Yes Yes Yes Yes Yes No Yes Yes Yes
DECODE_BASE64() No No No No No No No No No
DECOMPRESS() No No No No No No No No No
ENCODE_BASE64() No No No No No No No No No
Pushdown Optimization Expressions       237

Function Greenplum Hive Microsoft 
SQL 
Server
Netezza Oracle SAP 
1SAP 
HANA
Sybase 
ASE
Teradata
ERROR() No No No No No No No No No
EXP() Yes Yes Yes Yes Yes No No Yes Yes
FIRST() No No No No No No No No No
FLOOR() Yes Yes Yes Yes Yes No Yes Yes Yes
FV() No No No No No No No No No
GET_DATE_PART() Yes No Yes Yes Yes No Yes Yes Yes
GET_TIMESTAMP() No No No No Yes No No No No
GET_TIMEZONE() No No No No No No No No No
GREATEST() No No No No Yes No No No No
IIF() Yes Yes Yes Yes Yes No Yes Yes Yes
IN() No No Yes No Yes No No Yes Yes
INDEXOF() No No No No No No No No No
INITCAP() Yes No No Yes Yes No No No No
INSTR() No No Yes Yes Yes No No Yes Yes
IS_DATE() No No No No No No No No No
IS_NUMBER() No No No No No No No No No
IS_SPACES() No No No No No No No No No
ISNULL() No Yes Yes No Yes No Yes Yes Yes
LAST() No No No No No No No No No
LAST_DAY() No No No Yes Yes No Yes No No
LEAST() No No No No Yes No No No No
LENGTH() Yes Yes Yes Yes Yes No Yes Yes Yes
LN() Yes Yes Yes No Yes No Yes Yes Yes
LOG() Yes Yes Yes Yes Yes No Yes Yes Yes
LOWER() Yes Yes Yes Yes Yes No Yes Yes Yes
LPAD() Yes Yes No Yes Yes No Yes No No
238       Chapter 13: Pushdown Optimization

Function Greenplum Hive Microsoft 
SQL 
Server
Netezza Oracle SAP 
1SAP 
HANA
Sybase 
ASE
Teradata
LTRIM() Yes Yes Yes Yes Yes No Yes No Yes
MAKE_DATE_TIME() No No No No No No No No No
MAX() Yes Yes Yes Yes Yes No Yes Yes Yes
MD5() No No No No No No No No No
MEDIAN() No No No No Yes No No No No
METAPHONE() No No No No No No No No No
MIN() Yes Yes Yes Yes Yes No Yes Yes Yes
MOD() Yes Yes Yes Yes Yes No Yes Yes Yes
MOVINGAVG() No No No No No No No No No
MOVINGSUM() No No No No No No No No No
NPER() No No No No No No No No No
PERCENTILE() No No No No No No No No No
PMT() No No No No No No No No No
POWER() Yes Yes Yes Yes Yes No Yes Yes Yes
PV() No No No No No No No No No
RAND() No No No No No No No No No
RATE() No No No No No No No No No
REG_EXTRACT() No No No No No No No No No
REG_MATCH() No No No No No No No No No
REG_REPLACE No No No No No No No No No
REPLACECHR() No No No No No No No No No
REPLACESTR() No No No No No No No No No
REVERSE() No No No No No No No No No
ROUND(DATE) No No No No Yes No No No No
ROUND(NUMBER) Yes Yes Yes Yes Yes No Yes Yes Yes
RPAD() Yes Yes No Yes Yes No Yes No No
Pushdown Optimization Expressions       239

Function Greenplum Hive Microsoft 
SQL 
Server
Netezza Oracle SAP 
1SAP 
HANA
Sybase 
ASE
Teradata
RTRIM() Yes Yes Yes Yes Yes No Yes Yes Yes
SET_DATE_PART() No No No No No No No No No
SIGN() Yes No Yes Yes Yes No Yes Yes Yes
SIN() Yes Yes Yes Yes Yes No Yes Yes Yes
SINH() Yes No Yes Yes Yes No Yes Yes Yes
SOUNDEX() No No Yes No Yes No No Yes No
SQRT() Yes Yes Yes Yes Yes No Yes Yes Yes
STDDEV() Yes No Yes Yes Yes No Yes Yes Yes
SUBSTR() Yes Yes Yes Yes Yes No Yes Yes Yes
SUM() Yes Yes Yes Yes Yes No Yes Yes Yes
SYSTIMESTAMP() Yes No Yes Yes Yes No Yes  2Yes No
TAN() Yes No Yes Yes Yes No Yes Yes Yes
TANH() Yes No Yes Yes Yes No No Yes Yes
TO_BIGINT Yes Yes Yes Yes Yes No Yes Yes Yes
TO_CHAR(DATE) Yes No Yes Yes Yes No Yes Yes Yes
TO_CHAR(NUMBER) Yes No Yes Yes Yes No Yes Yes Yes
TO_DATE() Yes No Yes Yes Yes Yes Yes Yes Yes
TO_DECIMAL() Yes No Yes Yes Yes No Yes Yes Yes
TO_DECIMAL38() Yes Yes Yes Yes Yes Yes Yes Yes Yes
TO_FLOAT() Yes No Yes Yes Yes No Yes Yes Yes
TO_INTEGER() Yes Yes Yes Yes Yes No Yes Yes Yes
TO_TIMESTAMP_TZ() No No No No Yes No No No No
TRUNC(DATE) Yes No No Yes Yes No Yes No No
TRUNC(NUMBER) Yes No Yes Yes Yes No Yes Yes Yes
240       Chapter 13: Pushdown Optimization

Function Greenplum Hive Microsoft 
SQL 
Server
Netezza Oracle SAP 
1SAP 
HANA
Sybase 
ASE
Teradata
UPPER() Yes Yes Yes Yes Yes No Yes Yes Yes
VARIANCE() Yes No Yes Yes Yes No No Yes Yes
1. The Data Integration Service can push these functions to the source only when they are included in Filter transformation 
logic.
2. SYSTIMESTAMP() supports only the SS argument.
Hive Function Exceptions
The Data Integration Service cannot push supported functions to Hive sources under certain conditions.
The Data Integration Service processes transformation logic for Hive sources when expressions contain 
supported functions with the following logic:
•LTRIM includes space as the second argument.
•RTRIM includes space as the second argument.
The Data Integration service cannot process the transformation logic for Hive sources when you use the 
following functions with the date datatype:
•CONCAT
•MAX
•MIN
•ROUND
•TO_BIGINIT
•TO_INTEGER
IBM DB2 Function Exceptions
The Data Integration Service cannot push supported functions to IBM DB2 for i5/OS, DB2 for LUW, and DB2 
for z/OS sources under certain conditions. 
The Data Integration Service processes transformation logic for IBM DB2 sources when expressions contain 
supported functions with the following logic:
•ADD_TO_DATE or GET_DATE_PART returns results with millisecond or nanosecond precision.
•LTRIM includes more than one argument.
•RTRIM includes more than one argument.
•TO_BIGINT converts a string to a bigint value on a DB2 for LUW source.
•TO_CHAR converts a date to a character string and specifies a format that is not supported by DB2.
•TO_DATE converts a character string to a date and specifies a format that is not supported by DB2.
•TO_DECIMAL converts a string to a decimal value without the scale argument.
•TO_FLOAT converts a string to a double-precision floating point number.
•TO_INTEGER converts a string to an integer value on a DB2 for LUW source.
Pushdown Optimization Expressions       241
Microsoft SQL Server Function Exceptions
The Data Integration Service cannot push supported functions to Microsoft SQL Server sources under certain 
conditions.
The Data Integration Service processes transformation logic for Microsoft SQL Server sources when 
expressions contain supported functions with the following logic:
•IN includes the CaseFlag argument.
•INSTR includes more than three arguments.
•LTRIM includes more than one argument.
•RTRIM includes more than one argument.
•TO_BIGINT includes more than one argument.
•TO_INTEGER includes more than one argument.
Netezza Function Exceptions
The Data Integration Service cannot push supported functions to Netezza sources under certain conditions.
The Data Integration Service processes transformation logic for Netezza sources when expressions contain 
supported functions with the following logic:
•SYSTIMESTAMP includes dates in the YYYY-MM-DD HH24:MI:SS.US format.
•TO_CHAR(DATE) and TO_DATE() include dates in the YYYY-MM-DD HH24:MI:SS.US format with 
subsecond precision.
Oracle Function Exceptions
The Data Integration Service cannot push supported functions to Oracle sources under certain conditions.
The Data Integration Service processes transformation logic for Oracle sources when expressions contain 
supported functions with the following logic:
•ADD_TO_DATE or GET_DATE_PART returns results with subsecond precision.
•ROUND rounds values to seconds or subseconds.
•SYSTIMESTAMP returns the date and time with microsecond precision.
•TRUNC truncates seconds or subseconds.
ODBC Function Exception
The Data Integration Service processes transformation logic for ODBC when the CaseFlag argument for the 
IN function is a number other than zero.
Note: When the ODBC connection object properties include a database-specific ODBC provider, the Data 
Integration Service considers the source to be the native source type.
The Data Integration Service cannot push the EXP() function to Teradata sources when you specify the ODBC 
provider in the connection object as Other. Set the ODBC provider to Teradata to push the EXP() function.
242       Chapter 13: Pushdown Optimization

Sybase ASE Function Exceptions
The Data Integration Service cannot push supported functions to Sybase ASE sources under certain 
conditions.
The Data Integration Service processes transformation logic for Sybase ASE sources when expressions 
contain supported functions with the following logic:
•IN includes the CaseFlag argument.
•INSTR includes more than two arguments.
•LTRIM includes more than one argument.
•RTRIM includes more than one argument.
•TO_BIGINT includes more than one argument.
•TO_INTEGER includes more than one argument.
•TRUNC(Numbers) includes more than one argument.
Teradata Function Exceptions
The Data Integration Service cannot push supported functions to Teradata sources under certain conditions.
The Data Integration Service processes transformation logic for Teradata sources when expressions contain 
supported functions with the following logic:
•ADD_TO_DATE includes attributes other than YEAR and MONTH.
•IN includes the CaseFlag argument.
•INSTR includes more than two arguments.
•LTRIM includes more than one argument.
•ROUND includes more than one argument.
•RTRIM includes more than one argument.
Operators
The following table summarizes the availability of Informatica operators by source type. Each column 
displays whether the Data Integration Service can push the operator to the source.
Note: Nonrelational sources are IMS, VSAM, and sequential data sets on z/OS.
Operator DB2 
for 
LUW
DB2 
for 
i5/OS 
or 
z/OS 
*
Greenplum Hive Microsoft 
SQL 
Server
Nonrelational*Oracle SAP*SAP 
HANA
Sybase 
ASE
Teradata
+
-
*
Yes Yes Yes Yes Yes Yes Yes No Yes Yes Yes
/ Yes Yes Yes Yes Yes No Yes No Yes Yes Yes
% Yes Yes Yes Yes Yes No Yes No Yes Yes Yes
|| Yes Yes Yes Yes Yes No Yes No Yes Yes Yes
Pushdown Optimization Expressions       243

Operator DB2 
for 
LUW
DB2 
for 
i5/OS 
or 
z/OS 
*
Greenplum Hive Microsoft 
SQL 
Server
Nonrelational*Oracle SAP*SAP 
HANA
Sybase 
ASE
Teradata
=
>
<
>=
<=
Yes Yes Yes Yes Yes Yes Yes Yes Yes Yes Yes
<> Yes Yes Yes Yes Yes No Yes Yes Yes Yes Yes
!= Yes Yes Yes Yes Yes Yes Yes Yes Yes Yes Yes
^= Yes Yes Yes Yes Yes No Yes Yes Yes Yes Yes
AND
OR
Yes Yes Yes Yes Yes Yes Yes Yes Yes Yes Yes
NOT Yes Yes Yes Yes Yes No Yes No Yes Yes Yes
. *The Data Integration Service can push these operators to the source only when they are included in Filter transformation logic.
Comparing the Output of the Data Integration Service 
and Sources
The Data Integration Service and sources can produce different results when processing the same 
transformation logic. When the Data Integration Service pushes transformation logic to the source, the output 
of the transformation logic can be different.
The output of the transformation logic can be different in the following cases:
Case sensitivity
The Data Integration Service and a database can treat case sensitivity differently. For example, the Data 
Integration Service uses case-sensitive queries and the database does not. A Filter transformation uses 
the following filter condition: IIF(col_varchar2 = ‘CA’, TRUE, FALSE). You need the database to return 
rows that match ‘CA.’ However, if you push this transformation logic to a database that is not case 
sensitive, it returns rows that match the values ‘Ca,’ ‘ca,’ ‘cA,’ and ‘CA.’
Numeric values converted to character values
The Data Integration Service and a database can convert the same numeric value to a character value in 
different formats. The database might convert numeric values to an unacceptable character format. For 
example, a table contains the number 1234567890. When the Data Integration Service converts the 
number to a character value, it inserts the characters ‘1234567890.’ However, a database might convert 
the number to ‘1.2E9.’ The two sets of characters represent the same value.
244       Chapter 13: Pushdown Optimization
Date formats for TO_CHAR and TO_DATE functions
The Data Integration Service uses the date format in the TO_CHAR or TO_DATE function when the Data 
Integration Service pushes the function to the database. Use the TO_DATE functions to compare date or 
time values. When you use TO_CHAR to compare date or time values, the database can add a space or 
leading zero to values such as a single-digit month, single-digit day, or single-digit hour. The database 
comparison results can be different from the results of the Data Integration Service when the database 
adds a space or a leading zero.
Precision
The Data Integration Service and a database can have different precision for particular datatypes. 
Transformation datatypes use a default numeric precision that can vary from the native datatypes. The 
results can vary if the database uses a different precision than the Data Integration Service.
SYSTIMESTAMP function
When you use the SYSTIMESTAMP, the Data Integration Service returns the current date and time for the 
node that runs the service process. However, when you push the transformation logic to the database, 
the database returns the current date and time for the machine that hosts the database. If the time zone 
of the machine that hosts the database is not the same as the time zone of the machine that runs the 
Data Integration Service process, the results can vary.
If you push SYSTIMESTAMP to an IBM DB2 or a Sybase ASE database, and you specify the format for 
SYSTIMESTAMP, the database ignores the format and returns the complete time stamp.
LTRIM, RTRIM, or SOUNDEX function
When you push LTRIM, RTRIM, or SOUNDEX to a database, the database treats the argument (' ') as 
NULL, but the Data Integration Service treats the argument (' ') as spaces.
LAST_DAY function on Oracle source
When you push LAST_DAY to Oracle, Oracle returns the date up to the second. If the input date contains 
subseconds, Oracle trims the date to the second.
Comparing the Output of the Data Integration Service and Sources       245

Chapter 1 4
Partitioned Mappings
This chapter includes the following topics:
•Partitioned Mappings Overview, 246
•One Thread for Each Pipeline Stage, 247
•Multiple Threads for Each Pipeline Stage, 248
•Partitioned Flat File Sources, 250
•Partitioned Relational Sources, 251
•Partitioned Flat File Targets, 253
•Partitioned Relational Targets, 257
•Partitioned Transformations, 258
•Maintain Order in a Partitioned Mapping, 261
•Override the Maximum Parallelism for a Mapping, 262
•Troubleshooting Partitioned Mappings, 266
Partitioned Mappings Overview
If you have the partitioning option, administrators can enable the Data Integration Service to maximize 
parallelism when it runs mappings. When administrators maximize parallelism, the Data Integration Service 
dynamically divides the underlying data into partitions and processes all of the partitions concurrently.
If mappings process large data sets or contain transformations that perform complicated calculations, the 
mappings can take a long time to process and can cause low data throughput. When you enable partitioning 
for these mappings, the Data Integration Service uses additional threads to process the mapping which can 
optimize performance.
To enable partitioning, administrators and developers perform the following tasks:
Administrators set maximum parallelism for the Data Integration Service to a value greater than 1 in the Administrator 
tool.
Maximum parallelism determines the maximum number of parallel threads that process a single pipeline 
stage. Administrators increase the Maximum Parallelism property value based on the number of CPUs 
available on the nodes where mappings run.
Optionally, developers can set a maximum parallelism value for a mapping in the Developer tool.
By default, the Maximum Parallelism property for each mapping is set to Auto. Each mapping uses the 
maximum parallelism value defined for the Data Integration Service.
246

Developers can change the maximum parallelism value in the mapping run-time properties to define a 
maximum value for a particular mapping. When maximum parallelism is set to different integer values 
for the Data Integration Service and the mapping, the Data Integration Service uses the minimum value 
of the two.
When partitioning is disabled for a mapping, the Data Integration Service separates the mapping into pipeline 
stages and uses one thread to process each stage.
When partitioning is enabled for a mapping, the Data Integration Service uses multiple threads to process 
each mapping pipeline stage.
The Data Integration Service can create partitions for mappings that have physical data as input and output. 
The Data Integration Service can use multiple partitions to complete the following actions during a mapping 
run:
•Read from flat file, IBM DB2 for LUW, or Oracle sources.
•Run transformations.
•Write to flat file, IBM DB2 for LUW, or Oracle targets.
One Thread for Each Pipeline Stage
When maximum parallelism is set to 1, partitioning is disabled. The Data Integration Service separates a 
mapping into pipeline stages and uses one thread to process each stage.
Each mapping contains one or more pipelines. A pipeline consists of a Read transformation and all the 
transformations that receive data from that Read transformation. The Data Integration Service separates a 
mapping pipeline into pipeline stages and then performs the extract, transformation, and load for each 
pipeline stage in parallel.
Partition points mark the boundaries in a pipeline and divide the pipeline into stages. For every mapping 
pipeline, the Data Integration Service adds a partition point after the Read transformation and before the 
Write transformation to create multiple pipeline stages.
Each pipeline stage runs in one of the following threads:
•Reader thread that controls how the Data Integration Service extracts data from the source.
•Transformation thread that controls how the Data Integration Service processes data in the pipeline.
•Writer thread that controls how the Data Integration Service loads data to the target.
The following figure shows a mapping separated into a reader pipeline stage, a transformation pipeline stage, 
and a writer pipeline stage:
Because the pipeline contains three stages, the Data Integration Service can process three sets of rows 
concurrently and optimize mapping performance. For example, while the reader thread processes the third 
One Thread for Each Pipeline Stage       247

row set, the transformation thread processes the second row set, and the writer thread processes the first 
row set.
The following table shows how multiple threads can concurrently process three sets of rows:
Reader Thread Transformation Thread Writer Thread
Row Set 1 - -
Row Set 2 Row Set 1 -
Row Set 3 Row Set 2 Row Set 1
Row Set 4 Row Set 3 Row Set 2
Row Set n Row Set (n-1) Row Set (n-2)
If the mapping pipeline contains transformations that perform complicated calculations, processing the 
transformation pipeline stage can take a long time. To optimize performance, the Data Integration Service 
adds partition points before some transformations to create an additional transformation pipeline stage.
Multiple Threads for Each Pipeline Stage
When maximum parallelism is set to a value greater than 1, partitioning is enabled. The Data Integration 
Service separates a mapping into pipeline stages and uses multiple threads to process each stage. The 
number of threads in any pipeline stage equals the number of partitions in the stage.
When you maximize parallelism, the Data Integration Service dynamically performs the following tasks at run 
time:
Divides the data into partitions.
The Data Integration Service dynamically divides the underlying data into partitions and runs the 
partitions concurrently. The Data Integration Service determines the optimal number of threads for each 
pipeline stage. The number of threads used for a single pipeline stage cannot exceed the maximum 
parallelism value. The Data Integration Service can use a different number of threads for each pipeline 
stage.
Redistributes data across partition points.
The Data Integration Service dynamically determines the best way to redistribute data across a partition 
point based on the transformation requirements.
248       Chapter 14: Partitioned Mappings

The following image shows an example mapping that distributes data across multiple partitions for each 
pipeline stage:
In the preceding image, maximum parallelism for the Data Integration Service is three. Maximum parallelism 
for the mapping is Auto. The Data Integration Service separates the mapping into four pipeline stages and 
uses a total of 12 threads to run the mapping. The Data Integration Service performs the following tasks at 
each of the pipeline stages:
•At the reader pipeline stage, the Data Integration Service queries the Oracle database system to discover 
that both source tables, source A and source B, have two database partitions. The Data Integration 
Service uses one reader thread for each database partition.
•At the first transformation pipeline stage, the Data Integration Service redistributes the data to group rows 
for the join condition across two threads.
•At the second transformation pipeline stage, the Data Integration Service determines that three threads 
are optimal for the Aggregator transformation. The service redistributes the data to group rows for the 
aggregate expression across three threads.
•At the writer pipeline stage, the Data Integration Service does not need to redistribute the rows across the 
target partition point. All rows in a single partition stay in that partition after crossing the target partition 
point.
Multiple Threads for Each Pipeline Stage       249

Partitioned Flat File Sources
When a mapping that is enabled for partitioning reads from a flat file source, the Data Integration Service can 
use multiple threads to read the file source.
The Data Integration Service can create partitions for the following flat file source types:
•Direct file
•Indirect file
•Directory of files
•Command
•File or directory of files in Hadoop Distributed File System (HDFS)
When the Data Integration Service uses multiple threads to read a file source, it creates multiple concurrent 
connections to the source. By default, the Data Integration Service does not preserve row order because it 
does not read the rows in the file or file list sequentially. To preserve row order when multiple threads read 
from a single file source, configure concurrent read partitioning.
When the Data Integration Service uses multiple threads to read a direct file, it creates multiple reader 
threads to read the file concurrently.
When the Data Integration Service uses multiple threads to read an indirect file or a directory of files, it 
creates multiple reader threads to read the files in the list or directory concurrently. The Data Integration 
Service might use multiple threads to read a single file. Or, the Data Integration Service might use a single 
thread to read multiple files in the list or directory.
Concurrent Read Partitioning
To preserve row order when multiple threads read from a single file source, configure the Concurrent Read 
Partitioning property for a flat file data object to preserve the order.
Configure the Concurrent Read Partitioning property in the Advanced properties for the flat file data object. 
Find the property in the Runtime: Read section.
Select one of the following options for the Concurrent Read Partitioning property:
Optimize throughput
The Data Integration Service does not preserve row order when multiple partitions read from a single file 
source. Use this option if the order in which multiple partitions read from a file source is not important.
Default option.
Keep relative order
Preserves the sort order of the input rows read by each partition.
The following table shows an example sort order of a file source with 10 rows read by two partitions:
Partition Rows Read
Partition #1 1,3,5,8,9
Partition #2 2,4,6,7,10
250       Chapter 14: Partitioned Mappings

Keep absolute order
Preserves the sort order of all input rows read by all partitions. In a pass-through mapping with passive 
transformations, the order of the rows written to the target is in the same order as the input rows.
The following table shows an example sort order of a file source with 10 rows read by two partitions:
Partition Rows Read
Partition #1 1,2,3,4,5
Partition #2 6,7,8,9,10
Partitioned Relational Sources
When a mapping that is enabled for partitioning reads from an IBM DB2 for LUW or Oracle source, the Data 
Integration Service can use multiple threads to read the relational source. The Data Integration Service 
creates a separate connection to the database for each thread.
Note: If a mapping reads from a relational source other than DB2 for LUW or Oracle, the Data Integration 
Service uses one thread to read from the source. The Data Integration Service can use multiple threads for 
the remaining mapping pipeline stages.
The Data Integration Service queries the DB2 for LUW or Oracle database system for partition information. If 
the source tables support database partitioning, the Data Integration Service can use multiple threads to read 
the partitioned data from the corresponding nodes in the database. The Data Integration Service generates 
an SQL query for each reader thread.
The number of reader threads that the Data Integration Service uses depends on the following situations:
Number of database partitions is less than or equal to the maximum parallelism value.
The Data Integration Service uses one reader thread for each database partition. The Data Integration 
Service distributes one database partition to each reader thread.
For Oracle sources that use composite partitioning, the Data Integration Service uses one reader thread 
for each database subpartition. For example, if an Oracle source contains three partitions and two 
subpartitions for each partition, then the Data Integration Service uses six reader threads.
Number of database partitions is more than the maximum parallelism value.
The Data Integration Service uses the number of reader threads defined by the maximum parallelism 
value. The Data Integration Service distributes multiple database partitions to some of the reader 
threads. For example, a DB2 for LUW source has five database partitions, and the maximum parallelism 
value is three. The Data Integration Service uses three reader threads. The Data Integration Service 
distributes two database partitions to the first reader thread and the second reader thread. The service 
distributes one database partition to the third reader thread.
No database partitions.
The Data Integration Service uses one thread to read from the source. The Data Integration Service can 
use multiple threads for the remaining mapping pipeline stages.
Partitioned Relational Sources       251
Relational Connection Types for Partitioning
The Data Integration Service can use multiple threads to read a DB2 for LUW or Oracle relational source 
based on the connection type used to connect to the database.
You can use any of the following connection types to connect to a DB2 for LUW or Oracle database:
•DB2 for LUW connection or Oracle connection
•JDBC connection
•ODBC connection
To use multiple threads to read a DB2 for LUW or Oracle relational source, the relational data object must use 
a DB2 for LUW or Oracle connection.
If the DB2 for LUW or Oracle relational data object uses a JDBC or ODBC connection, the Data Integration 
Service uses one thread to read the source. The Data Integration Service can use multiple threads for the 
remaining mapping pipeline stages.
SQL Queries for Partitioned Relational Sources
When the Data Integration Service uses multiple threads to read a relational source, it generates an SQL 
query for each reader thread.
If the database source has more database partitions than the maximum parallelism value, the Data 
Integration Service distributes the data across the reader threads. The Data Integration Service can generate 
SQL queries that read from multiple database partitions. When an Oracle source contains subpartitions, the 
Data Integration Service can generate SQL queries that read from multiple database subpartitions.
DB2 for LUW or Oracle Source Example
The maximum parallelism value is three, and the relational source has five database partitions. When the 
Data Integration Service runs SQL queries against the database partitions, the first and second reader 
threads receive data from two database partitions. The third reader thread receives data from one database 
partition. In this example, the simply query in the Read transformation does not have the select distinct 
option enabled.
When you use a DB2 for LUW source, the Data Integration Service generates SQL statements similar to the 
following statements for the first reader thread:
SELECT <column list> FROM <table name> 
WHERE (nodenumber(<column 1>)=0 OR nodenumber(<column 1>) = 3)
When you use an Oracle source, the Data Integration Service generates SQL statements similar to the 
following statements for the first reader thread:
SELECT <column list> FROM <table name> PARTITION <database_partition1 name> UNION ALL
SELECT <column list> FROM <table name> PARTITION <database_partition4 name> UNION ALL
Oracle Source with Subpartitions Example
An Oracle source has five partitions, 1–5, and two subpartitions, a and b, in each partition. The maximum 
parallelism value is three. The first reader thread receives data from four database subpartitions. The second 
and third reader threads receive data from three database subpartitions. In this example, the simple query in 
the Read transformation does not have the select distinct option enabled.
The Data Integration Service generates SQL statements similar to the following statements for the first 
reader thread:
SELECT <column list> FROM <table name> SUBPARTITION <database_subpartition1_a name> 
UNION ALL
SELECT <column list> FROM <table name> SUBPARTITION <database_subpartition1_b name> 
252       Chapter 14: Partitioned Mappings
UNION ALL
SELECT <column list> FROM <table name> SUBPARTITION <database_subpartition4_a name> 
UNION ALL
SELECT <column list> FROM <table name> SUBPARTITION <database_subpartition4_b name> 
UNION ALL
Rules and Guidelines for Relational Source Partitions
Consider the following rules and guidelines when you enable partitioning for a mapping that reads from a 
relational source:
•The Data Integration Service uses one thread to read the source, but can use multiple threads for the 
remaining mapping pipeline stages in the following situations:
-The mapping reads from a relational source other than DB2 for LUW or Oracle.
-The mapping uses a JDBC or ODBC connection to read from a DB2 for LUW or Oracle source.
-The mapping pushes transformation logic to the source database.
-You use the simple query in the Read transformation to select the ports to sort by or to configure a user-
defined join.
-You use the advanced query in the Read transformation to create a custom SQL query.
•If you use the simple query in the Read transformation to create hints, select distinct values, or enter a 
source filter, the Data Integration Service can use multiple threads to read the source. The Data 
Integration Service adds the hints, distinct values, or source filter to the SQL query generated for each 
partition.
Partitioned Flat File Targets
When a mapping that is enabled for partitioning writes to a flat file target, the Data Integration Service can 
use multiple threads to write to the file target.
The Data Integration Service can create partitions for a flat file or a file in Hadoop Distributed File System 
(HDFS).
You can configure a flat file data object to have either a file or command output type. When a flat file data 
object has the file output type, the Data Integration Service writes the target data to a flat file. If multiple 
threads write to the flat file target, each thread writes the target output to a separate file. Each thread uses 
the following format to name the file:
<output_file_name><partition_number>.out
For example, three threads might write to files named MyOutput1.out, MyOutput2.out, and MyOutput3.out.
You can configure multiple output file directories to optimize performance, or you can configure the flat file 
data object to write to a single merge file.
When a flat file data object has the command output type, the Data Integration Services outputs the target 
data to a command or to a merge command instead of a flat file or a merge file. If multiple partitions write to 
the flat file target, you can configure a command to process target data for a single partition or to process 
merge data for all target partitions.
Partitioned Flat File Targets       253
Optimize Output File Directories for Partitioned File Targets
By default when a flat file data object has a file output type, each thread writes the target output to a 
separate file. For optimal performance when multiple threads write to a file target, configure multiple output 
file directories.
When multiple threads write to a single directory, the mapping might encounter a bottleneck due to input/
output (I/O) contention. An I/O contention can occur when threads write data to the file system at the same 
time. 
When you configure multiple directories, the Data Integration Service determines the output directory for 
each thread in a round-robin fashion. For example, you configure a flat file data object to use directoryA and 
directoryB as target directories. If the Data Integration Service uses four threads to write to the file target, the 
first and third writer threads write target files to directoryA. The second and fourth writer threads write target 
files to directoryB.
If the Data Integration Service does not use multiple threads to write to the target, the service writes the 
output file to the first listed directory.
Configure the output file directories in the Advanced properties for the flat file data object. Find the Output 
File Directory property in the Runtime: Write section. By default, the property is configured to use the system 
parameter value defined for the Data Integration Service. Use the default TargetDir system parameter value if 
an administrator entered multiple directories separated by semicolons for the Target Directory property for 
the Data Integration Service.
You can enter a different value to configure multiple output file directories specific to the flat file data object. 
Enter multiple directories separated by semicolons for the property or for the user-defined parameter 
assigned to the property.
Merge Options for Partitioned File Targets
By default when a flat file data object has a file output type, each thread writes the target output to a 
separate file. You can merge target data for the partitions. When you merge target data, the Data Integration 
Service creates a single merge file for all target partitions.
Configure the merge options in the Advanced properties for the flat file data object. Find the merge 
properties in the Runtime: Write section.
254       Chapter 14: Partitioned Mappings

The following image shows the merge options in the advanced properties for a flat file data object:
1. File output type
2. Merge options
Select one of the following options for the Merge Type property:
No merge
The Data Integration Service concurrently writes the target output to a separate file for each partition.
Default option.
Sequential
The Data Integration Service creates an output file for each partition and then merges them into a single 
merge file. The Data Integration Service creates the individual target files using the output file name and 
output file directory values. The Data Integration Service sequentially adds the output data for each 
partition to the merge file, in the order that each writer thread completes. For example, if the writer 
thread for Partition2 finishes before the thread for Partition1, the Data Integration Service adds the data 
to the merge file in the following order: Partition2, Partition1.
File list
The Data Integration Service creates a target file for each partition and creates a file list that contains 
the paths of the individual files. The Data Integration Service creates the individual target files using the 
output file name and output file directory values. If you write the target files to the merge directory or a 
directory under the merge directory, the file list contains relative paths. Otherwise, the file list contains 
absolute paths. Use this file as a source file if you use the target files as source files in another mapping.
Concurrent
The Data Integration Service concurrently writes the data for all target partitions to the merge file. It 
does not create intermediate files for each partition. Because the Data Integration Service writes to the 
merge file concurrently for all partitions, the order of the data in the merge file might not be sequential.
Partitioned Flat File Targets       255

If you configure the flat file data object to merge target data, you can optionally edit the default values for the 
Merge File Directory and Merge File Name properties.
If you configure the flat file data object to merge target data and the Data Integration Service does not create 
partitions for the target, the Data Integration Service ignores the merge options. The service writes to the file 
defined in the Output File Name and Output File Directory properties.
Commands for Partitioned File Targets
When a flat file data object has a command output type, you can use a command to process target data for a 
single partition or to process merge data for all target partitions in a mapping. The Data Integration Service 
sends the data to a command or to a merge command instead of a flat file or a merge file.
Configure the command that processes data for partitions in the Advanced properties for the flat file data 
object. Find the command properties in the Runtime: Write section.
The following image shows a flat file data object configured to use a command to process target data for a 
single partition:
1. Command output type
2. Command options
On UNIX, use any valid UNIX command or shell script. On Windows, use any valid DOS or batch file.
You can use a command to process the following types of target data:
Data for a single partition
Enter a command that each writer thread runs separately. Each thread sends the target data to the 
command when the mapping runs. Each thread runs the same command with a different set of data.
When you enter the command, you must consider the operating system on which the mapping runs. For 
example, if you enter the command 
cat > /log/data/myoutput.txt
, multiple threads write to the same 
file which could cause an operating system error. If you enter the command 
cat >> /log/data/
256       Chapter 14: Partitioned Mappings
myoutput.txt
, multiple threads append data to the same file which is less likely to cause an operating 
system error.
To send the target data for a single partition to a command, select command for the Output Type 
property, and select no merge for the Merge Type property. Enter a command for the Command 
property.
Merge data for all partitions
Enter a merge command that processes the merge data for all writer threads. The Data Integration 
Service must use a concurrent merge type for a command to process merge data. Each thread 
concurrently sends target data to the merge command when the mapping runs. The merge command 
runs once with all of the data. The command might not maintain the order of the target data.
To send merge data for all partitions to a merge command, select command for the Output Type 
property, and select concurrent for the Merge Type property. Enter a command for the Merge Command 
property.
Partitioned Relational Targets
When a mapping that is enabled for partitioning writes to an IBM DB2 for LUW or Oracle target, the Data 
Integration Service can use multiple threads to write to the relational target. The Data Integration Service 
creates a separate connection to the database for each thread.
Note: If a mapping writes to a relational target other than DB2 for LUW or Oracle, the Data Integration Service 
uses one thread to write to the target. The Data Integration Service can use multiple threads for the 
remaining mapping pipeline stages.
When the target is Oracle, the Data Integration Service uses the number of writer threads defined by the 
maximum parallelism value. If the Oracle relational table has partitions, the database routes the data to the 
correct partitions.
When the target is DB2 for LUW, the Data Integration Service queries the DB2 for LUW system for partition 
information. The Data Integration Service loads the partitioned data to the corresponding nodes in the target 
database.
The number of writer threads that the Data Integration Service uses for a DB2 for LUW target depends on the 
following situations:
Number of database partitions is less than or equal to the maximum parallelism value.
The Data Integration Service uses one writer thread for each database partition. Each writer thread 
writes to one database partition.
Number of database partitions is more than the maximum parallelism value.
The Data Integration Service uses the number of writer threads defined by the maximum parallelism 
value. The Data Integration Service distributes multiple database partitions to some of the writer 
threads. For example, a DB2 for LUW target has five database partitions, and the maximum parallelism 
value is three. The Data Integration Service uses three writer threads. The Data Integration Service 
distributes two database partitions to the first writer thread and the second writer thread. The service 
distributes one database partition to the third writer thread.
No database partitions.
The Data Integration Service uses the number of writer threads defined by the maximum parallelism 
value.
Partitioned Relational Targets       257
However, you can optimize load performance when the target has database partitions. In this case, each 
writer thread connects to the DB2 for LUW node that contains the database partition. Because the writer 
threads connect to different DB2 for LUW nodes instead of all threads connecting to the single master 
node, performance increases.
Relational Connection Types for Partitioning
The Data Integration Service can use multiple threads to write to a DB2 for LUW or an Oracle relational target 
based on the connection type used to connect to the database.
You can use any of the following connection types to connect to a DB2 for LUW or Oracle database:
•DB2 for LUW connection or Oracle connection
•JDBC connection
•ODBC connection
To use multiple threads to write to a DB2 for LUW or Oracle relational target, the relational data object must 
use a DB2 for LUW or Oracle connection.
If the DB2 for LUW or Oracle relational data object uses a JDBC or ODBC connection, the Data Integration 
Service uses one thread to write to the target. The Data Integration Service can use multiple threads for the 
remaining mapping pipeline stages.
Rules and Guidelines for Relational Target Partitions
Consider the following rules and guidelines when you enable partitioning for a mapping that writes to a 
relational target:
•The Data Integration Service uses one thread to write to the target, but can use multiple threads for the 
remaining mapping pipeline stages in the following situations:
•The mapping writes to a relational target other than DB2 for LUW or Oracle.
•The mapping uses a JDBC or ODBC connection to write to a DB2 for LUW or Oracle target.
•Enable high precision for the mapping when a DB2 for LUW target table partition key is a decimal column. 
The Data Integration Service might fail the mapping when a partition key is a decimal column and you do 
not enable high precision for the mapping.
Partitioned Transformations
When a mapping enabled for partitioning contains a transformation that supports partitioning, the Data 
Integration Service can use multiple threads to run the transformation.
The Data Integration Service determines whether it needs to add an additional partition point at the 
transformation, and then determines the optimal number of threads for that transformation pipeline stage. 
The Data Integration Service also determines whether it needs to redistribute data at the partition point. For 
example, the Data Integration Service might redistribute data at an Aggregator transformation to group rows 
for an aggregate expression.
Some transformations do not support partitioning. When a mapping enabled for partitioning contains a 
transformation that does not support partitioning, the Data Integration Service uses one thread to run the 
transformation. The Data Integration Service can use multiple threads to run the remaining mapping pipeline 
stages.
258       Chapter 14: Partitioned Mappings
The following transformations do not support partitioning:
•Association
•Consolidation
•Exception
•Match, when configured for field match analysis
•REST Web Service Consumer
•Unconnected Lookup
•Web Service Consumer
Restrictions for Partitioned Transformations
Some transformations that support partitioning require specific configurations. If a mapping enabled for 
partitioning contains a transformation with an unsupported configuration, the Data Integration Service uses 
one thread to run the transformation. The Data Integration Service can use multiple threads to process the 
remaining mapping pipeline stages.
The following transformations require specific configurations to support partitioning:
•Aggregator transformations must include a group by port. Aggregator transformations must not include a 
pass-through port. Aggregator transformations must not include numeric functions that calculate running 
totals and averages on a row-by-row basis.
•Expression transformations must not include the following types of functions or variables:
-Numeric functions that calculate running totals and averages on a row-by-row basis.
-Special functions that might return different results when multiple threads process the transformation.
-Local variables that depend on the value of a previous row.
•Decision, Java, and SQL transformations must have the Partitionable property enabled.
•Joiner transformations must include a join condition that uses an equality operator. If the join condition 
includes multiple equality conditions, the conditions must be combined using the AND operator.
•Rank transformations must include a group by port.
Cache Partitioning for Transformations
Cache partitioning creates a separate cache for each partition that processes an Aggregator, Joiner, Rank, 
Lookup, or Sorter transformation. During cache partitioning, each partition stores different data in a separate 
cache. Each cache contains the rows needed by that partition.
Cache partitioning optimizes mapping performance because each thread queries a separate cache in 
parallel. When the Data Integration Service creates partitions for a mapping, the Data Integration Service 
always uses cache partitioning for partitioned Aggregator, Joiner, Rank, and Sorter transformations. The Data 
Integration Service might use cache partitioning for partitioned Lookup transformations.
The Data Integration Service uses cache partitioning for connected Lookup transformations under the 
following conditions:
•The lookup condition contains only equality operators.
•When the connected Lookup transformation looks up data in a relational table, the database is configured 
for case-sensitive comparison.
For example, if the lookup condition contains a string port and the database is not configured for case-
sensitive comparison, the Data Integration Service does not use cache partitioning.
Partitioned Transformations       259
When the Data Integration Service does not use cache partitioning for a Lookup transformation, all threads 
that run the Lookup transformation share the same cache. Each thread queries the same cache serially.
Note: The Data Integration Service does not use cache partitioning for unconnected Lookup transformations 
because the service uses one thread to run unconnected Lookup transformations.
Cache Size for Partitioned Caches
When the Data Integration Service uses cache partitioning for Aggregator, Joiner, Rank, Lookup, and Sorter 
transformations, the service divides the cache size across the partitions.
You configure the cache size in the transformation advanced properties. You can enter a numeric value in 
bytes, or you can select Auto to have the Data Integration Service determine the cache size at run time.
If you enter a numeric value, the Data Integration Service divides the cache size across the number of 
transformation threads at run time. For example, you configure the transformation cache size to be 2,000,000 
bytes. The Data Integration Service uses four threads to run the transformation. The service divides the 
cache size value so that each thread uses a maximum of 500,000 bytes for the cache size.
If you select Auto, the Data Integration Service determines the cache size for the transformation at run time. 
The service then divides the cache size across the number of transformation threads.
Optimize Cache Directories for Partitioning
For optimal performance during cache partitioning for Aggregator, Joiner, Rank, and Sorter transformations, 
configure multiple cache directories.
Transformation threads write to the cache directory when the Data Integration Service uses cache 
partitioning and must store overflow values in cache files. When multiple threads write to a single directory, 
the mapping might encounter a bottleneck due to input/output (I/O) contention. An I/O contention can occur 
when threads write data to the file system at the same time. 
When you configure multiple cache directories, the Data Integration Service determines the cache directory 
for each transformation thread in a round-robin fashion. For example, you configure an Aggregator 
transformation to use directoryA and directoryB as cache directories. If the Data Integration Service uses 
four threads to run the Aggregator transformation, the first and third transformation threads store overflow 
values in cache files in directoryA. The second and fourth transformation threads store overflow values in 
cache files in directoryB.
If the Data Integration Service does not use cache partitioning for the Aggregator, Joiner, Rank, or Sorter 
transformation, the service stores overflow values in cache files in the first listed directory.
Note: A Lookup transformation can only use a single cache directory.
Configure the cache directories in the Cache Directory property for the Aggregator, Joiner, or Rank 
transformation advanced properties. Configure the cache directories in the Work Directory property for the 
Sorter transformation advanced properties. By default, the Cache Directory and Work Directory properties are 
configured to use the system parameter values defined for the Data Integration Service. Use the default 
CacheDir or TempDir system parameter value if an administrator entered multiple directories separated by 
semicolons for the Cache Directory or Temporary Directories property for the Data Integration Service.
You can enter a different value to configure multiple cache directories specific to the transformation. Enter 
multiple directories separated by semicolons for the property or for the user-defined parameter assigned to 
the property.
260       Chapter 14: Partitioned Mappings
Disable Partitioning for a Transformation
A partitioned Decision, Java, or SQL transformation might not return the same result for each mapping run. 
You can disable partitioning for these transformations so that the Data Integration Service uses one thread to 
process the transformation. The Data Integration Service can use multiple threads to process the remaining 
mapping pipeline stages.
In a Java or SQL transformation, the Partitionable advanced property is selected by default. Clear the 
advanced property to disable partitioning for the transformation.
In a Decision transformation, the Partitionable advanced property is cleared by default. Select the advanced 
property to enable partitioning for the transformation.
The reason that you might want to disable partitioning for a transformation depends on the transformation 
type.
Decision Transformation
You might want to disable partitioning for a Decision transformation that uses a numeric function. The 
numeric functions CUME, MOVINGSUM, and MOVINGAVG calculate running totals and averages on a row-by-
row basis. If a partitioned Decision transformation includes one of these functions, each thread processes 
the function separately. Each function calculates the result using a subset of the data instead of all of the 
data. Therefore, a partitioned transformation that uses CUME, MOVINGSUM, or MOVINGAVG functions might 
not return the same calculated result with each mapping run.
Java Transformation
Disable partitioning for a Java transformation when the Java code requires that the transformation be 
processed with one thread.
SQL Transformation
Disable partitioning for an SQL transformation when the SQL queries require that the transformation be 
processed with one thread. Or, you might want to disable partitioning for an SQL transformation so that only 
one connection is made to the database.
Maintain Order in a Partitioned Mapping
You can establish order in a mapping with a sorted flat file source, a sorted relational source, or a Sorter 
transformation. When the Data Integration Service adds a partition point to a mapping, it might redistribute 
data and lose an order established earlier in the mapping. To maintain order in a partitioned mapping, you 
must specify that some transformations and Write transformations maintain the row order.
You can specify that the following mapping objects maintain the row order of the input data:
•Expression transformation
•Java transformation
•Sequence Generator transformation
•SQL transformation
•Write transformation
For example, if a relational target has a database trigger that depends on the data being written in the sorted 
order, configure the Write transformation to maintain the row order.
When you configure Write transformations to maintain row order, the Data Integration Service uses a single 
thread to write to the target. If an Aggregator transformation that uses sorted input precedes the Write 
Maintain Order in a Partitioned Mapping       261
transformation, the Data Integration Service uses a single thread to process both the Aggregator 
transformation and the target.
When you configure all other transformations to maintain row order, the Data Integration Service determines 
the optimal number of threads for the transformation pipeline stage while maintaining the order.
The method that you use to configure transformations to maintain row order depends on the following object 
types:
Expression, Sequence Generator, or SQL transformation
Select the Maintain Row Order property in the Advanced properties of an Expression, Sequence 
Generator, or SQL transformation.
Java transformation
Select the Stateless property in the Advanced properties of a Java transformation.
Write transformation
Select the Maintain Row Order property in the Advanced properties of the Write transformation.
Maintain a Stable Sort
When you maintain order in a partitioned mapping, the Data Integration Service does not perform a stable 
sort. The Data Integration Service maintains the order of the rows based on the sort key. However, if multiple 
rows have equal values for the sort key, the rows might not appear in the same relative order in the output as 
they appear in the input.
For example, a mapping enabled for partitioning reads from a sorted flat file source that contains the 
following data:
Order_ID,Item_ID,Item,Quantity,Price
45,000468,ItemD,5,0.56
45,123456,ItemA,5,3.04
41,456789,ItemB,2,12.02
43,123456,ItemA,3,3.04
The mapping includes a Sorter transformation that specifies Order_ID as the sort key with the direction as 
descending. When the Data Integration Service uses multiple threads to run the Sorter transformation, it 
might not maintain the relative order of the rows with the same value for Order_ID. For example, the service 
might write the rows to a merged target file in the following order:
Order_ID,Item_ID,Item,Quantity,Price
45,123456,ItemA,5,3.04
45,000468,ItemD,5,0.56
43,123456,ItemA,3,3.04
41,456789,ItemB,2,12.02
To maintain a stable sort, disable partitioning for the mapping by setting the Maximum Parallelism run-time 
property for the mapping to 1.
Override the Maximum Parallelism for a Mapping
By default, the Maximum Parallelism property for each mapping is set to Auto. Each mapping uses the 
maximum parallelism value defined for the Data Integration Service. You can override the maximum 
parallelism value to define a maximum value for a particular mapping.
When maximum parallelism is set to different integer values for the Data Integration Service and the 
mapping, the Data Integration Service uses the minimum value of the two.
262       Chapter 14: Partitioned Mappings
You might want to override the Maximum Parallelism property for a mapping for the following reasons:
You run a complex mapping that results in more threads than the CPU can handle.
The total number of parallel threads that can run for the complete mapping pipeline is the parallelism 
value multiplied by the number of pipeline stages. Each partition point adds an additional pipeline stage. 
A complex mapping with multiple Aggregator or Joiner transformations might have many pipeline 
stages. A large number of pipeline stages can cause the Data Integration Service to use more threads 
than the CPU can handle.
Mapping performance is satisfactory with fewer parallel threads for each pipeline stage.
When a single mapping runs with fewer parallel threads, more threads are available for the Data 
Integration Service to run additional jobs.
You want to define a suggested parallelism value for a transformation.
If you override the maximum parallelism for a mapping, you can define a suggested parallelism value for 
a specific transformation in the mapping. You might want to define a suggested parallelism value to 
optimize performance for a transformation that contains many ports or performs complicated 
calculations.
You want to define an execution instances value for an Address Validator or Match transformation.
If you override the maximum parallelism for a mapping, the Data Integration Service considers the 
execution instances value for an Address Validator or Match transformation in the mapping. You might 
want to define an execution instances value to optimize performance for the transformation.
Suggested Parallelism for a Transformation
If you override the Maximum Parallelism run-time property for a mapping, you can define the Suggested 
Parallelism property for a specific transformation in the mapping run-time properties.
The Data Integration Service considers the suggested parallelism value for the number of threads for that 
transformation pipeline stage as long as the transformation can be partitioned. For example, if you configure 
the mapping to maintain row order, the Data Integration Service might need to use one thread for the 
transformation.
If the Maximum Parallelism run-time property for the mapping is set to Auto, you cannot define a suggested 
parallelism value for any transformations in the mapping. If you set the maximum parallelism value for the 
mapping to Auto after defining a suggested parallelism value for a transformation, the Data Integration 
Service ignores the suggested parallelism value.
You might want to define a suggested parallelism value to optimize performance for a transformation that 
contains many ports or performs complicated calculations.
For example, if a mapping enabled for partitioning processes a small data set, the Data Integration Service 
might determine that one thread is sufficient to process an Expression transformation pipeline stage. 
However, if the Expression transformation contains many complicated calculations, the transformation 
pipeline stage can still take a long time to process. You can enter a suggested parallelism value greater than 
1 but less than the maximum parallelism value defined for the mapping or the Data Integration Service. The 
Data Integration Service uses the suggested parallelism value for the number of threads for the Expression 
transformation.
Override the Maximum Parallelism for a Mapping       263

You can configure the following values for the Suggested Parallelism property for a transformation when you 
override the maximum parallelism for the mapping:
Suggested 
Parallelism 
Value
Description
1 The Data Integration Service uses one thread to run the transformation.
Auto The Data Integration Service considers the maximum parallelism defined for the mapping and for 
the Data Integration Service. The service uses the lowest value to determine the optimal number 
of threads that run the transformation.
Default for each transformation.
Greater than 1 The Data Integration Service considers the suggested parallelism defined for the transformation, 
the maximum parallelism defined for the mapping, and the maximum parallelism defined for the 
Data Integration Service. The service uses the lowest value for the number of threads that run 
the transformation.
You can define the Suggested Parallelism property in the mapping run-time properties for the following 
transformations:
•Aggregator
•Expression
•Filter
•Java
•Joiner
•Lookup
•Normalizer
•Rank
•Router
•Sequence Generator
•Sorter
•SQL
•Union
•Update Strategy
Execution Instances for Address Validator and Match 
Transformations
If you override the Maximum Parallelism run-time property for a mapping, the Data Integration Service 
considers the value of the Execution Instances advanced property defined for an Address Validator or Match 
transformation.
The Data Integration Service considers the execution instances value for the number of threads for that 
transformation pipeline stage as long as the transformation can be partitioned. For example, if you configure 
the mapping to maintain row order, the Data Integration Service might need to use one thread for the 
transformation.
You can increase the number of execution instances on a Match transformation when you configure the 
transformation for identity match analysis. You cannot increase the number of execution instances on a 
264       Chapter 14: Partitioned Mappings

Match transformation when you configure the transformation for field match analysis. In field match 
analysis, the Match transformation uses a single execution instance.
If the Maximum Parallelism run-time property for a mapping is set to Auto, the Data Integration Service 
ignores the execution instances value defined for an Address Validator or Match transformation.
You can configure the following values for the Execution Instances advanced property for an Address 
Validator or Match transformation when you override the maximum parallelism for the mapping:
Execution 
Instances 
Value
Description
1 The Data Integration Service uses one thread to run the transformation.
Default for the Address Validator transformation.
Auto The Data Integration Service considers the maximum parallelism defined for the mapping and for 
the Data Integration Service. The service uses the lowest value to determine the optimal number of 
threads that run the transformation.
Default for the Match transformation in identity match analysis.
Greater than 1 The Data Integration Service considers the execution instances defined for the transformation, the 
maximum parallelism defined for the mapping, and the maximum parallelism defined for the Data 
Integration Service. The service uses the lowest value for the number of threads that run the 
transformation.
Note: The Data Integration Service also considers the Max Address Object Count property on the Content 
Management Service when it calculates the optimal number of threads for an Address Validator 
transformation. The Max Address Object Count property determines the maximum number of address 
validation instances that can run concurrently in a mapping. The Max Address Object Count value must be 
greater than or equal to the maximum parallelism value on the Data Integration Service.
Overriding the Maximum Parallelism Value
To override the maximum parallelism value, set maximum parallelism in the mapping run-time properties to 
an integer value greater than 1 and less than the value set for the Data Integration Service.
1. Open the mapping. 
2. In the Properties view, click the Run-time tab. 
3. Select Native for the Execution Environment. 
4. For the Maximum Parallelism property, enter an integer value greater than 1 and less than the value set 
for the Data Integration Service. 
Or you can assign a user-defined parameter to the property, and then define the parameter value in a 
parameter set or a parameter file.
5. To define a suggested parallelism value for a specific transformation in the mapping, enter an integer 
value greater than 1 for the transformation in the Suggested Parallelism section. 
Override the Maximum Parallelism for a Mapping       265

The following image shows a mapping with an overridden maximum parallelism value and with the 
default suggested parallelism values for transformations:
6. Save the mapping. 
7. To define an execution instances value for an Address Validator or for a Match transformation 
configured for identity match analysis, complete the following steps: 
a. Open the Address Validator or Match transformation. 
b. In the Advanced view, enter an integer value greater than 1 for the Execution Instances property. 
c. Save the transformation. 
Troubleshooting Partitioned Mappings
The solution to the following situation might help you troubleshoot partitioned mappings.
The Maximum Parallelism property for the Data Integration Service is set to a value greater than 1, and the Maximum 
Parallelism property for the mapping is set to Auto. However, partitioning is disabled when the mapping runs.
To run mappings with multiple partitions, the license assigned to the Data Integration Service must 
include partitioning. If the license does not include partitioning, the Data Integration Service writes the 
following message to the mapping log and uses one thread to process each mapping pipeline stage:
WARNING: The Integration Service cannot create partitions for the mapping because 
the license assigned to the Integration Service does not include partitioning.
INFO: Partitioning is disabled for the mapping.
266       Chapter 14: Partitioned Mappings

Chapter 1 5
Developer Tool Naming 
Conventions
This chapter includes the following topics:
•Transformation Naming Conventions, 267
•Object Type Naming Conventions, 269
•Workflow Object Naming Conventions, 269
Transformation Naming Conventions
The following table contains standardized naming conventions for transformation types:
Transformation Type Suggested Naming Convention
Association AST_<transformation name>
Address Validator AGG_<transformation name>
Aggregator AGG_<transformation name>
Association AST_<transformation name>
Bad Record Exception EXC_<transformation name>
Case Converter CCO_<transformation name>
Classifier CLA_<transformation name>
Comparison CMP_<transformation name>
Consolidation CNS_<transformation name>
Data Masking DMK_<transformation name>
Data Processor DPR_<transformation name>
Decision DEC_<transformation name>
267

Transformation Type Suggested Naming Convention
Duplicate Record Exception EXC_<transformation name>
Expression EXP_<transformation name>
Filter FIL_<transformation name>
Java JTX_<transformation name>
Joiner JNR_<transformation name>
Key Generator KGN_<transformation name>
Labeler LAB_<transformation name>
Lookup LKP_<transformation name>
Match MAT_<transformation name>
Merge MRG_<transformation name>
Normalizer NRM_<transformation name>
Parser PRS_<transformation name>
Rank RNK_<transformation name>
Read SRC_<transformation name>
REST Provider RESTP_<transformation name>
REST Web Service Consumer RESTWS_<transformation name>
Router RTR_<transformation name>
Sequence Generator SEQ_<transformation name>
Sorter SRT_<transformation name>
SQL SQL_<transformation name>
Standardizer STD_<transformation name>
Union UN_<transformation name>
Update Strategy UPD_<transformation name>
Web Service Consumer WSC_<transformation name>
Weighted Average WAV_<transformation name>
Write WRT_<update type>_<target name>
268       Chapter 15: Developer Tool Naming Conventions

Object Type Naming Conventions
The following table contains standardized naming conventions for repository objects:
Developer Tool Object Suggested Naming Convention
Application APP_<application name>
Customized data object CDO_<data object name>
Logical data object LDO_<data object name>
Logical data object model LDOM_<model name>
Mapping M_<process>_<source system>_<target name>
Mapplet MPLT_<mapplet name>
Physical data object PDO_<data object name>
Profile PRFL_<profile name>
Rule Rule_<rule name>
Scorecard SCD_<scorecard name>
SQL data service SDS_<data service name>
Target T_<target name>
Virtual schema VS_<schema name>
Virtual stored procedure VSP_<procedure name>
Virtual table VT_<table name>
Web service WS_<web service name>
Workflow Object Naming Conventions
A workflow object is an event, task, or gateway. The following table contains standardized naming 
conventions for workflow objects:
Workflow Object Suggested Naming Convention
Assignment task AST_<description>
Command task CMT_<description>
Exclusive gateway task EXG_<description>
Object Type Naming Conventions       269

Workflow Object Suggested Naming Convention
Human task HT_<exception table name>_<description>
Mapping task MT_<description>
Notification task NTF_<description>
Workflow WF_<workflow name>
270       Chapter 15: Developer Tool Naming Conventions

I   
A
Address Validator transformation 
execution instances 264
aggregate function 
description 82
aggregation type 
mapping outputs 78
Aggregator transformation 
cache partitioning 259
multiple cache directories 260
partitioned 259
application element 
parameter  63
B
binding 
mapping outputs to  variables 96
mapplet outputs to mappings 86, 97
binding parameters 
instance values 73
branch pruning optimization 
description 219
C
cache directory 
multiple directories 260
optimizing 260
cache partitioning 
cache size 260
description 259
cache size 
partitions 260
commit interval 
target 26
concurrent read partitioning 
description 250
constraint 
creating 32
delete row 28
insert row 28
target load order 27
update row 28
cost-based optimization 
description 220
creating the target at run time 
rules and guidelines 120
CUME function 
partitioning restrictions 261
D
data object 
get columns at run time 114
data object operations 
described 15
dataship-join optimization 
description 220
date parameters 
valid formats 45
Decision transformation 
disable partitioning 261
partitioned 259
development 
mappings 30
dynamic and generated port 
 122
dynamic mappings 
transformations 122
dynamic expression 
creating 151
dynamic expressions 
example 123
overview 123
dynamic mapping 
reorder generated ports 130
dynamic mapping components 
data sources 110
rules 112
dynamic mapping rules 
overview 112
dynamic mappings 
 overview 110
design-time links 135
include all remaining ports 126
include or exclude ports 126
input rules 124–126
link resolution 137
paramaterize the source data object 115
parameterize the source name 114, 115
parameterize the target data object 121
parameters 112
port selector 134
rename generated ports 127
 Write transformations 154
creating dynamic ports 145
creating run-time links 158
 input rules 146
developing and running 142
dynamic ports 122
generated ports 122
input rules 124–126
overview 109
parameterize the target name 120
ports and links 111
run-time links 137, 138
271

dynamic mappings (continued)
running 160
selection rules 134
sources 113
target objects 116
troubleshooting 140
validating 160
dynamic ports 
 146
creating 145
overview 122
dynamic sources 
descriptions 113
get columns at run time 114
dynamic targets 
create or replace at run time 119
 based on data object 119
 based on mapping  118
get columns at run time 118
E
early projection optimization 
description 218
early selection optimization 
description 219
error 
reader 26
transformation 26
writer 26
example 
dynamic expression 123
rename generated ports 128
reorder generated ports 130
run-time links 139
selection rules for dynamic mapping 135
execution environment 
Hadoop 24
validation environment 24
Hadoop 24
execution instances 
Address Validator transformation 264
Match transformation 264
export 
to PowerCenter 193
export to PowerCenter 
exporting objects 196
options 195
overview 193
parameter conversion 195
release compatibility 194
restrictions 197
rules and guidelines 199
setting the compatibility level 194
troubleshooting 199
expose as mapping parameter 
description 56, 57
task description 72
expression parameters 
description 51
Expression transformation 
dynamic expression 123
Mapping Outputs view 80
partitioned 259
expressions 
pushdown optimization 232
using parameters 49
F
feedback binding 
description 82
  data objects 
reject  190
  delimiters 
using parameter 54
  sources 
partitioned 250
  targets 
merging partitions 254
multiple output directories 254
partitioned 253
reject  190
full optimization level 
description 222
functions 
available in sources 233
pushdown optimization 233
G
generated mapplets 
creating 37
overview 37
rules and guidelines 37
validation errors 37
generated ports 
overview 122
renaming 146
reordering 146
H
Hadoop 
execution environment 24, 25, 27
validation environment 24
connection 27
execution environment 24, 25, 27
Hadoop connection 27
reject  directory 25
Hive sources 
parameters in SQL queries 52
how to 
bind mapping output to  variables 96
bind mapplet outputs to mappings 97
bind persisted output to input tasks 95
 mapping outputs 88
 parameters 66
 an output expression in mapplet 99
 mapplet outputs 98
 output expressions in a mapping 92
persist mapping outputs 94
I
IBM DB2 for LUW sources 
partitioned 251
IBM DB2 for LUW targets 
partitioned 257
IBM DB2 sources 
pushdown optimization 231
import from PowerCenter 
 resolution 202
272        Index

import from PowerCenter (continued)
import performance 216
import restrictions 214
importing objects 213
options 212
overview 200
parameter conversion 210
 parameters 211
Transformation type conversion 203
infacmd 
using parameter sets 61
input linkset parameters 
description 55
input rules 
 125
include all remaining ports 126
include or exclude ports 126
rename generated ports 127
 146
overview 124
instance value 
setting for parameters 56
instance values 
setting for parameters 73
J
Java transformation 
disable partitioning 261
partitioned 259
Joiner transformation 
cache partitioning 259
multiple cache directories 260
partitioned 259
L
link resolution 
dynamic mappings 137
listMappingPersistedOutputs 
description 83
load order 
constraints 27
logical data objects 
mapping outputs 88
using parameters 59
Lookup transformation 
cache partitioning 259
M
mapping 
from an SQL query 102
Mapping Administration 
overview 187
mapping impersonation 
user name 26
mapping outputs 
aggregation types 78
binding to mapplets 85
 78
deployment changes 83
how to  the output 91
logical data objects 88
output expressions 80
mapping outputs (continued)
Outputs view 78
overview 77
persisting 82
persisting guidelines 83
steps to  88
 77
 78
using infacmds 83
mapping parameters 
in virtual table mappings 60
infacmd 61
overview 42
system 43
types 44
 44
where to assign 46
where to create 46
mapping pipelines 
description 247
mapping segments 
described 21
Mapping task input 
binding persisted output to 95
mapping views 
described 21
mappings 
adding objects 31
connecting objects 32
connection validation 23
creating 31
creating constraints 32
decreasing parallelism 262
development 30
expression validation 23
impersonation 26
maximum parallelism 248
object validation 23
objects 15
optimization methods 218
optimized mapping 222
overview 14
partition points 247
partitioned 248
pipelines 247
predicate optimization method 219
processing threads 247
reject  190
run-time properties 23
running 34
tabs 21
target load order constraints 27
validation 22, 33
view 21
 30
mappings, dynamic 
troubleshooting 140
mapplet outputs 
binding to a mapping 86
binding to mapping outputs 97
binding to mappings 85
 98
how to bind to mapping 100
mapplet parameters 
example 58
mapplets 
and rule  38
creating 40
Index        273

mapplets (continued)
description 20
exporting to PowerCenter 194
generating 37
input 36
output 36
overview 35
rules 40
types 35
using parameters with 57
validating 40
Match transformation 
execution instances 264
maximum parallelism 
description 248
overriding 263
Microsoft SQL Server sources 
pushdown optimization 231
pushdown optimization 231
minimal optimization level 
description 222
MOVINGAVG function 
partitioning restrictions 261
MOVINGSUM function 
partitioning restrictions 261
N
naming conventions 
object type 269
transformations 267
nonrelational sources 
pushdown optimization 231
normal optimization level 
description 222
O
objects 
naming conventions 269
operators 
available in sources 243
pushdown optimization 243
optimization 
branch pruning optimization method 219
cost-based optimization method 220
dataship-join optimization method 220
early projection optimization method 218
early selection optimization method 219
mapping performance methods 218
semi-join optimization method 221
optimization levels 
description 222
Oracle sources 
pushdown optimization 231
partitioned 251
order 
maintain in partitioned mapping 261
stable sort in partitioned mapping 262
ouput expression 
 in a mapplet 99
output expression 
how to  92
output  directory 
multiple directories 254
optimizing 254
Outputs Binding 
dialog box description 86
Outputs view 
description 78
P
parallelism 
decreasing for mapping 262
maximum 26, 27
suggested 27
parameter  
application element 63
creating 66
exporting from Developer tool 65
project element 62
purpose 61
running mappings with 61
sample 63
structure 62
XML schema  62
parameter instance value 
setting 56
parameter sets 
creating 74
overview 60
parameters 
dynamic mappings 112
  sources 114
relational table properties 115
source data object 115
target data object 121
exporting to PowerCenter 195
  delimiter 54
how to  66
importing from PowerCenter 210
in expressions 49
in mapplets 57
in SQL statements 51
instance values 73
logical data objects 59
table names and resources 54
virtual table mappings 60
partition points 
description 247
partitioning 
Address Validator transformation 264
Aggregator transformation 259
cache 259
cache size 260
concurrent read 250
Decision transformation 259
decreasing for mapping 262
Expression transformation 259
  sources 250
  targets 253
IBM DB2 for LUW sources 251
IBM DB2 for LUW targets 257
Java transformation 259
Joiner transformation 259
maintain row order 261
maintain stable sort order 262
mappings 248
Match transformation 264
maximum parallelism 248
merged  targets 254
Oracle sources 251
274        Index

partitioning (continued)
Rank transformation 259
reject  190
relational connection types 252, 258
SQL transformation 259
transformations 258
troubleshooting 266
partitioning restrictions 
Aggregator transformation 259
Decision transformation 259
Expression transformation 259
Java transformation 259
Joiner transformation 259
numeric functions 261
Rank transformation 259
relational sources 252, 253
relational targets 258
SQL transformation 259
performance tuning 
branch pruning optimization method 219
cost-based optimization method 220
dataship-join optimization method 220
early projection optimization method 218
early selection optimization method 219
optimization levels 222
optimization methods 218
predicate optimization method 219
pushdown optimization 225
semi-join optimization method 221
persisting mapping outputs 
binding to task input 95
description 82
how to 94
rules and guidelines 83
using infacmd 83
pipeline stages 
description 247
port list parameters 
description 55
port preview 
port selector 133
port selector 
selection rules 133, 134
creating 150
description 133
in dynamic expressions 123
selection rules 133, 134
port selectors 
example 135
ports 
connection validation 23
processing threads 
mappings 247
project element 
parameter  62
pushdown optimization 
expressions 232
Relational sources 229
SAP sources 232
functions 233
Greenplum sources 231
IBM DB2 sources 231
Microsoft SQL Server sources 231
nonrelational sources on z/OS 231
ODBC sources 231
operators 243
Oracle sources 231
overview 225
pushdown optimization (continued)
pushdwn type 226
relational sources 231
SAP HANA sources 231
sources 229
Sybase ASE sources 231
pushdown optimization method 
 pushdown 227
full pushdown 226
source pushdown 227
R
Rank transformation 
cache partitioning 259
multiple cache directories 260
partitioned 259
reject  
column indicators 192
row indicators 191
reject  directory 
on Hadoop 25
reject  
locating 190
partitioning 190
reading 190
targets 190
viewing 190
relational data objects 
partitioned 251, 257
reject  190
relational sources 
partitioned 251
partitioning restrictions 252, 253
pushdown optimization 231
relational targets 
partitioned 257
partitioning restrictions 258
reject  190
rename generated ports 
example 128
reorder generated ports 
dynamic mapping 130
example 130
row indicators 
reject  191
rule  38
rules and guidelines 
creating target at run time 120
run-time links 
dynamic mappings 138
example 139
link policy 138
creating 158
overview 137
S
SAP HANA sources 
pushdown optimization 231
SAP sources 
pushdown optimization 232
scope 
port selector 133
segments 
copying 21
Index        275

segments (continued)
in a mapping 21
selection criteria 
port selector 133
selection rules 
dynamic mappings 134
example 135
port selectors 133
semi-join optimization 
description 221
sort list parameters 
description 55
sort order 
maintain in partitioned mapping 261
Sorter transformation 
cache partitioning 259
sources 
partitioned   250
partitioned relational 251
specify by 
value or parameter 51
SQL statements 
parameters in 51
parameters with Hive 52
SQL transformation 
disable partitioning 261
partitioned 259
stable sort order 
maintain in partitioned mapping 262
stop on errors 
mapping 26
string parameters 
precision limit 44
suggested parallelism 
transformations 263
Sybase ASE sources 
pushdown optimization 231
 parameters 
importing 211
T
target load order constraints 
create 32
description 27
target load order constraints (continued)
example 29
rules and guidelines 28
targets 
merge  254
partitioned   253
partitioned relational 257
threads 
processing mappings 247
transformation 
suggested parallelism 27
transformations 
described 20
naming conventions 267
partitioned 258
suggested parallelism 263
troubleshooting 
dynamic mappings 140
exporting objects to PowerCenter 199
U
updateMappingPersistedOutputs 
description 83
user name 
mapping impersonation 26
V
validation environment 
Hadoop 24
native execution environment 24
virtual table mappings 
 parameters 60
W
 variables 
binding mapping outputs to 96
Write transformation 
dynamic 118
276        Index