LibreOffice 4.2 Writer Guide Libre Office Version
User Manual:
Open the PDF directly: View PDF
.
Page Count: 482 [warning: Documents this large are best viewed by clicking the View PDF Link!]
- Copyright
- Preface
- Chapter 1 Introducing Writer
- Chapter 2 Setting up Writer
- Chapter 3 Working with Text
- Introduction
- Selecting text
- Cutting, copying, and pasting text
- Finding and replacing text and formatting
- Inserting special characters
- Formatting paragraphs
- Formatting characters
- Autoformatting
- Creating numbered or bulleted lists
- Using footnotes and endnotes
- Checking spelling and grammar
- Using built-in language tools
- Using synonyms and the thesaurus
- Hyphenating words
- Using AutoCorrect
- Using word completion
- Using AutoText
- Line numbering
- Tracking changes to a document
- Adding other comments
- Linking to another part of a document
- Switching between insert and overwrite mode
- Counting the words in a selection
- Changing the case of selected text
- Chapter 4 Formatting Pages
- Introduction
- Choosing a layout method
- Setting up basic page layout using styles
- Changing page margins
- Using columns to define the page layout
- Using frames for page layout
- Using tables for page layout
- Using sections for page layout
- Updating links
- Creating headers and footers
- Numbering pages
- Defining borders and backgrounds
- Chapter 5 Printing, Exporting, Faxing, and E‑Mailing
- Chapter 6 Introduction to Styles
- What are styles?
- The Styles and Formatting window
- Applying styles
- Modifying styles
- Creating custom paragraph styles: examples
- Deleting styles
- Assigning styles to shortcut keys
- Defining a hierarchy of headings
- Chapter 7 Working with Styles
- Introduction
- Creating custom (new) styles
- Working with paragraph styles
- Working with conditional paragraph styles
- Working with character styles
- Working with frame styles
- Working with page styles
- Working with list styles
- Chapter 8 Working with Images
- Chapter 9 Working with Tables
- Chapter 10 Working with Templates
- Chapter 11 Using Mail Merge
- What is mail merge?
- Creating and registering the data source
- Deregistering a data source
- Re-registering an existing data source
- Creating a form letter
- Printing mailing labels
- Printing envelopes
- Using the Mail Merge Wizard to create a form letter
- Chapter 12 Tables of Contents, Indexes, and Bibliographies
- Introduction
- Tables of contents
- Alphabetic indexes
- Other types of indexes
- Bibliographies
- Creating a bibliographic database
- Adding entries to the database
- Maintaining entries in the database
- Adding references (citations) into a document
- Editing a reference
- Creating the bibliography
- Defining the paragraph style for the bibliography
- Updating, editing and deleting an existing bibliography
- Tools for working with bibliographies
- Chapter 13 Working with Master Documents
- Why use a master document?
- Styles in master documents and subdocuments
- Creating a master document: scenarios
- Splitting a document into master and subdocuments
- Combining several documents into a master document
- Starting with no existing documents
- Restarting page numbering
- Editing a master document
- Cross-referencing between subdocuments
- Using the Navigator
- Creating one file from a master document and its subdocuments
- Problem solving: Anchoring pictures to a page
- Chapter 14 Working with Fields
- Introduction to fields
- Quick and easy field entry
- Using document properties to hold metadata and information that changes
- Using other fields to hold information that changes
- Using AutoText to insert often-used fields
- Defining your own numbering sequences
- Using automatic cross-references
- Using fields in headers and footers
- Using fields instead of outline numbering for appendix numbering
- Tricks for working with fields
- Developing conditional content
- Using placeholder fields
- Using input fields and input lists
- Chapter 15 Using Forms in Writer
- Chapter 16 Customizing Writer
- Appendix A Keyboard Shortcuts
- Introduction
- Opening menus and menu items
- Navigating and selecting with the keyboard
- Controlling dialogs
- Macros
- Shortcut keys for controlling documents and windows
- Function keys for Writer
- Shortcut keys for Writer
- Shortcut keys for tables
- Shortcut keys for paragraphs and heading levels
- Shortcut keys for moving and resizing frames, graphics, and objects
- Shortcut keys in the Gallery
- Shortcut keys in the New Theme area of the Gallery
- Shortcut keys in the Gallery preview area
- Selecting rows and columns in a database table (opened by F4)
- Shortcut keys for drawing objects
- Index

LibreOffice 4.2
Writer Guide
Word Processing with Style

Copyright
This document is Copyright © 2011–2014 by the LibreOffice Documentation Team. Contributors
are listed below. You may distribute or modify it under the terms of either the GNU General Public
License (http://www.gnu.org/licenses/gpl.html), version 3 or later, or the Creative Commons
Attribution License (http://creativecommons.org/licenses/by/4.0/), version 4.0 or later.
All trademarks within this guide belong to their legitimate owners.
Contributors
John A Smith Jean Hollis Weber Peter Schofield
Hazel Russman Leo Moons David Blymire
Jeremy Cartwright John M. Długosz Barbara Duprey
Jamie Eby Ron Faile Jr. Gary Schnabl
Klaus-Jürgen Weghorn Rafael Atias Preston Manning Bernstein
Cover art:
Klaus-Jürgen Weghorn Jean Hollis Weber
Acknowledgments
This book is adapted and updated from the OpenOffice.org 3.3 Writer Guide. The contributors to
that book are listed on page 14.
Feedback
Please direct any comments or suggestions about this document to the Documentation Team’s
mailing list: documentation@global.libreoffice.org
Note: Everything you send to a mailing list, including your email address and any other personal
information that is written in the message, is publicly archived and cannot be deleted.
Publication date and software version
Published 2 October 2014. Based on LibreOffice 4.2.
Documentation for LibreOffice is available at http://www.libreoffice.org/get-help/documentation

Contents
Copyright..................................................................................................................................... 2
Preface..................................................................................................................................9
Who is this book for?.................................................................................................................10
What’s in this book?................................................................................................................... 10
Where to get more help.............................................................................................................10
What you see may be different...................................................................................................11
Using LibreOffice on a Mac........................................................................................................12
What are all these things called?...............................................................................................12
Who wrote this book?................................................................................................................13
Acknowledgements.................................................................................................................... 14
Frequently asked questions.......................................................................................................14
What’s new in LibreOffice Writer 4.2?........................................................................................15
Chapter 1 Introducing Writer............................................................................................17
What is Writer?.......................................................................................................................... 18
Parts of the main Writer window................................................................................................18
Changing document views.........................................................................................................28
Starting a new document...........................................................................................................29
Opening an existing document...................................................................................................31
Saving a document....................................................................................................................32
Closing a document...................................................................................................................35
Closing LibreOffice.....................................................................................................................35
Using the Navigator................................................................................................................... 35
Undoing and redoing changes...................................................................................................39
Chapter 2 Setting up Writer..............................................................................................41
Choosing options that affect all LibreOffice components............................................................42
Choosing options for loading and saving documents.................................................................53
Choosing options for Writer........................................................................................................57
Choosing options for HTML documents.....................................................................................66
Choosing language settings.......................................................................................................66
Controlling Writer’s AutoCorrect functions..................................................................................70
Chapter 3 Working with Text.............................................................................................71
Introduction................................................................................................................................ 72
Selecting text............................................................................................................................. 72
Cutting, copying, and pasting text..............................................................................................73
Finding and replacing text and formatting..................................................................................74
Inserting special characters.......................................................................................................79
Formatting paragraphs...............................................................................................................81
Formatting characters................................................................................................................85
Autoformatting........................................................................................................................... 86
Creating numbered or bulleted lists...........................................................................................88
Using footnotes and endnotes...................................................................................................91
Checking spelling and grammar.................................................................................................94
LibreOffice 4.2 Writer Guide 3

Using built-in language tools......................................................................................................99
Using synonyms and the thesaurus.........................................................................................101
Hyphenating words.................................................................................................................. 102
Using AutoCorrect.................................................................................................................... 104
Using word completion.............................................................................................................105
Using AutoText......................................................................................................................... 106
Line numbering........................................................................................................................108
Tracking changes to a document.............................................................................................109
Adding other comments...........................................................................................................113
Linking to another part of a document......................................................................................114
Switching between insert and overwrite mode.........................................................................117
Counting the words in a selection............................................................................................117
Changing the case of selected text..........................................................................................118
Chapter 4 Formatting Pages...........................................................................................119
Introduction..............................................................................................................................120
Choosing a layout method.......................................................................................................120
Setting up basic page layout using styles................................................................................122
Changing page margins...........................................................................................................126
Using columns to define the page layout.................................................................................127
Using frames for page layout...................................................................................................130
Using tables for page layout....................................................................................................136
Using sections for page layout.................................................................................................138
Updating links.......................................................................................................................... 144
Creating headers and footers...................................................................................................145
Numbering pages.................................................................................................................... 150
Defining borders and backgrounds..........................................................................................158
Chapter 5 Printing, Exporting, Faxing, and E-Mailing..................................................163
Quick printing........................................................................................................................... 164
Controlling printing................................................................................................................... 164
Printing envelopes................................................................................................................... 170
Printing labels..........................................................................................................................172
Sending a fax...........................................................................................................................174
Exporting to PDF.....................................................................................................................174
E-mailing Writer documents.....................................................................................................180
Digital signing of documents....................................................................................................183
Removing personal data..........................................................................................................184
Chapter 6 Introduction to Styles....................................................................................185
What are styles?......................................................................................................................186
The Styles and Formatting window..........................................................................................187
Applying styles......................................................................................................................... 191
Modifying styles....................................................................................................................... 199
Creating custom paragraph styles: examples..........................................................................203
Deleting styles......................................................................................................................... 207
Assigning styles to shortcut keys.............................................................................................207
4 LibreOffice 4.2 Writer Guide

Defining a hierarchy of headings..............................................................................................207
Chapter 7 Working with Styles.......................................................................................215
Introduction..............................................................................................................................216
Creating custom (new) styles...................................................................................................216
Working with paragraph styles.................................................................................................219
Working with conditional paragraph styles...............................................................................228
Working with character styles..................................................................................................230
Working with frame styles........................................................................................................232
Working with page styles.........................................................................................................234
Working with list styles.............................................................................................................241
Chapter 8 Working with Images.....................................................................................249
Images (graphics) in Writer......................................................................................................250
Creating and editing images....................................................................................................250
Adding images to a document..................................................................................................251
Modifying an image.................................................................................................................. 255
Using Writer’s drawing tools....................................................................................................261
Positioning images within the text............................................................................................263
Adding captions to images.......................................................................................................271
Creating an image map............................................................................................................274
Managing the Gallery...............................................................................................................275
LibreLogo scripting..................................................................................................................277
Chapter 9 Working with Tables.......................................................................................281
Introduction..............................................................................................................................282
Creating a table....................................................................................................................... 282
Formatting the table layout......................................................................................................285
Formatting the table text..........................................................................................................293
Data entry and manipulation in tables......................................................................................296
Additional table operations.......................................................................................................298
The Table menu and toolbar....................................................................................................304
Chapter 10 Working with Templates..............................................................................307
Introduction..............................................................................................................................308
Using a template to create a document....................................................................................308
Creating a template..................................................................................................................309
Editing a template.................................................................................................................... 311
Adding templates obtained from other sources........................................................................312
Setting a default template........................................................................................................313
Associating a document with a different template....................................................................315
Organizing templates............................................................................................................... 315
Chapter 11 Using Mail Merge..........................................................................................319
What is mail merge?................................................................................................................ 320
Creating and registering the data source.................................................................................320
Deregistering a data source.....................................................................................................323
Re-registering an existing data source.....................................................................................323
Creating a form letter...............................................................................................................323
LibreOffice 4.2 Writer Guide 5

Printing mailing labels..............................................................................................................327
Printing envelopes................................................................................................................... 332
Using the Mail Merge Wizard to create a form letter................................................................336
Chapter 12 Tables of Contents, Indexes, and Bibliographies.....................................347
Introduction..............................................................................................................................348
Tables of contents.................................................................................................................... 348
Alphabetic indexes...................................................................................................................358
Other types of indexes............................................................................................................. 366
Bibliographies..........................................................................................................................367
Chapter 13 Working with Master Documents...............................................................379
Why use a master document?.................................................................................................380
Styles in master documents and subdocuments......................................................................380
Creating a master document: scenarios...................................................................................381
Splitting a document into master and subdocuments...............................................................381
Combining several documents into a master document...........................................................382
Starting with no existing documents.........................................................................................384
Restarting page numbering......................................................................................................389
Editing a master document......................................................................................................390
Cross-referencing between subdocuments..............................................................................391
Using the Navigator.................................................................................................................394
Creating one file from a master document and its subdocuments............................................395
Problem solving: Anchoring pictures to a page........................................................................396
Chapter 14 Working with Fields.....................................................................................399
Introduction to fields................................................................................................................. 400
Quick and easy field entry........................................................................................................400
Using document properties to hold metadata and information that changes............................400
Using other fields to hold information that changes..................................................................402
Using AutoText to insert often-used fields................................................................................404
Defining your own numbering sequences................................................................................404
Using automatic cross-references............................................................................................406
Using fields in headers and footers..........................................................................................410
Using fields instead of outline numbering for appendix numbering...........................................411
Tricks for working with fields....................................................................................................412
Developing conditional content................................................................................................412
Using placeholder fields...........................................................................................................418
Using input fields and input lists...............................................................................................419
Chapter 15 Using Forms in Writer..................................................................................423
Introduction to forms................................................................................................................424
When to use forms................................................................................................................... 424
Creating a simple form.............................................................................................................425
Form controls reference...........................................................................................................427
Example: a simple form...........................................................................................................431
Accessing data sources...........................................................................................................436
Advanced form customization..................................................................................................441
6 LibreOffice 4.2 Writer Guide

XForms.................................................................................................................................... 444
Chapter 16 Customizing Writer......................................................................................445
Introduction..............................................................................................................................446
Customizing menu content......................................................................................................446
Customizing toolbars...............................................................................................................450
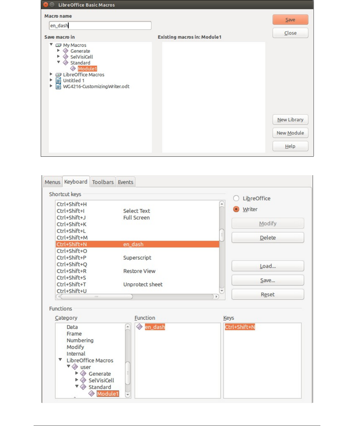
Assigning shortcut keys...........................................................................................................453
Assigning macros to events.....................................................................................................459
Adding functionality with extensions........................................................................................459
Appendix A Keyboard Shortcuts....................................................................................461
Introduction..............................................................................................................................462
Opening menus and menu items.............................................................................................463
Navigating and selecting with the keyboard.............................................................................464
Controlling dialogs................................................................................................................... 464
Macros..................................................................................................................................... 465
Shortcut keys for controlling documents and windows.............................................................465
Function keys for Writer...........................................................................................................466
Shortcut keys for Writer........................................................................................................... 467
Shortcut keys for tables...........................................................................................................470
Shortcut keys for paragraphs and heading levels....................................................................471
Shortcut keys for moving and resizing frames, graphics, and objects......................................471
Shortcut keys in the Gallery.....................................................................................................472
Shortcut keys in the New Theme area of the Gallery...............................................................472
Shortcut keys in the Gallery preview area................................................................................472
Selecting rows and columns in a database table (opened by F4)............................................473
Shortcut keys for drawing objects............................................................................................473
Index..................................................................................................................................475
LibreOffice 4.2 Writer Guide 7


Preface

Who is this book for?
Anyone who wants to get up to speed quickly with LibreOffice Writer will find this book valuable.
You may be new to word processing software, or you may be familiar with another office suite.
What’s in this book?
This book introduces some of the main features of Writer, the word processor component of
LibreOffice:
•Text entry, editing, and formatting (Chapter 3)
•Page-layout methods, including frames, columns, and tables (Chapter 4)
•Export to PDF, including bookmarks (Chapter 5)
•Templates and styles (Chapters 6, 7, and 10)
•Embedding or linking of graphics, spreadsheets, and other objects (Chapter 8)
•Built-in drawing tools (Chapter 8)
•Tables of data (Chapter 9)
•Mail merge (Chapter 11)
•Tables of contents, indexes, and bibliographies (Chapter 12)
•Master documents, to group a collection of shorter documents into a single long document
(Chapter 13)
•Fields and forms (Chapters 14 and 15)
•Database integration, including a bibliography database (Chapters 11, 12, 15)
•And many more
Where to get more help
This book, the other LibreOffice user guides, the built-in Help system, and user support systems
assume that you are familiar with your computer and basic functions such as starting a program,
opening and saving files.
Help system
LibreOffice comes with an extensive Help system. This is your first line of support for using
LibreOffice.
To display the full Help system, press F1 or go to Help > LibreOffice Help on the Menu bar. In
addition, you can choose whether to activate Tips, Extended tips, and the Help Agent by going to
Tools > Options > LibreOffice > General on the Menu bar.
If Tips are enabled, hover the mouse pointer over any of the icons to see a small box (tooltip) with
a brief explanation of the icon’s function. For a more detailed explanation, select Help > What's
This? on the Menu bar and hover the pointer over the icon.
Free online support
The LibreOffice community not only develops software, but provides free, volunteer-based support.
See Table 1 and this web page: http://www.libreoffice.org/get-help/
You can get comprehensive online support from the community through mailing lists and the Ask
LibreOffice website, http://ask.libreoffice.org/en/questions/.
10 LibreOffice 4.2 Writer Guide

Other websites run by users also offer free tips and tutorials. This forum provides community
support for LibreOffice: http://en.libreofficeforum.org/
This site provides support for LibreOffice, among other programs:
http://forum.openoffice.org/en/forum/
Table 1: Free support for LibreOffice users
Free LibreOfce support
Ask LibreOffice Questions and answers from the LibreOffice community
http://ask.libreoffice.org/en/questions/
Documentation
User guides, how-tos, and other documentation.
http://www.libreoffice.org/get-help/documentation/
https://wiki.documentfoundation.org/Documentation/Publications
FAQs Answers to frequently asked questions
http://wiki.documentfoundation.org/Faq
Mailing lists Free community support is provided by a network of experienced users
http://www.libreoffice.org/get-help/mailing-lists/
International support
The LibreOffice website in your language.
http://www.libreoffice.org/international-sites/
International mailing lists
http://wiki.documentfoundation.org/Local_Mailing_Lists
Accessibility options Information about available accessibility options.
http://www.libreoffice.org/get-help/accessibility/
Paid support and training
Alternatively, you are able to pay for support services. Service contracts can be purchased from a
vendor or consulting firm specializing in LibreOffice.
What you see may be different
Illustrations
LibreOffice runs on Windows, Linux, and Mac OS X operating systems, each of which has several
versions and can be customized by users (fonts, colors, themes, window managers). The
illustrations in this guide were taken from a variety of computers and operating systems. Therefore,
some illustrations will not look exactly like what you see on your computer display.
Also, some of the dialogs may be different because of the settings selected in LibreOffice. You can
either use dialogs from your computer system or dialogs provided by LibreOffice (default). Follow
these steps to change to using LibreOffice dialogs if settings have been altered:
1) On Linux and Windows operating systems, go to Tools > Options > LibreOffice >
General on the Menu bar to open the dialog for general options.
2) On a Mac operating system, go to LibreOffice > Preferences > General on the Menu bar
to open the dialog for general options.
3) Select Use LibreOffice dialogs in Open/Save dialogs to display the LibreOffice dialogs
on your computer display.
4) Click OK to save your settings and close the dialog.
Preface 11

Icons
The icons used to illustrate some of the many tools available in LibreOffice may differ from the
ones used in this guide. The icons in this guide have been taken from a LibreOffice installation that
has been set to display the Tango set of icons.
You can change your LibreOffice software package to display Tango icons as follows:
1) On Linux and Windows operating systems, go to Tools > Options > LibreOffice > View on
the Menu bar to open the dialog for view options.
2) On a Mac operating system, go to LibreOffice > Preferences > View on the Menu bar to
open the dialog for view options.
3) In User interface > Icon size and style, select Tango from the options available in the
drop-down list.
4) Click OK to save your settings and close the dialog.
Note
Some Linux operating systems, for example Ubuntu, include LibreOffice as part of
the installation and may not include the Tango icon set. You should be able to
download the Tango icon set from the software repository for your Linux operating
system.
Using LibreOffice on a Mac
Some keystrokes and menu items are different on a Mac from those used in Windows and Linux.
The table below gives some common substitutions for the instructions in this chapter. For a more
detailed list, see the application Help.
Windows or Linux Mac equivalent Effect
Tools > Options
menu selection
LibreOffice > Preferences Access setup options
Right-click Control+click and/or right-click
depending on computer setup
Opens a context menu
Ctrl (Control) ⌘ (Command) Used with other keys
F5 Shift+⌘+F5 Open the Navigator
F11 ⌘+T Open the Styles and Formatting window
What are all these things called?
The terms used in LibreOffice for most parts of the user interface (the parts of the program you see
and use, in contrast to the behind-the-scenes code that actually makes it work) are the same as for
most other programs.
For example, a dialog is a special type of window. Its purpose is to inform you of something, or
request input from you, or both. It provides controls for you to use to specify how to carry out an
action. The technical names for common controls are shown in Figure 1. In most cases we do not
use the technical terms in this book, but it is useful to know them because the Help and other
sources of information often use them.
12 LibreOffice 4.2 Writer Guide

Figure 1: Dialog showing common controls
1) Tabbed page (not strictly speaking a control).
2) Radio buttons (only one can be selected at a time).
3) Checkbox (more than one can be selected at a time).
4) Spin box (click the up and down arrows to change the number shown in the text box next to
it, or type in the text box).
5) Thumbnail or preview.
6) Drop-down list from which to select an item.
7) Push buttons.
In most cases, you can interact only with the dialog (not the document itself) as long as the dialog
remains open. When you close the dialog after use (usually, clicking OK or another button saves
your changes and closes the dialog), then you can again work with your document.
Some dialogs can be left open as you work, so you can switch back and forth between the dialog
and your document. An example of this type is the Find & Replace dialog.
Who wrote this book?
This book was written by volunteers from the LibreOffice community. Profits from sales of the
printed edition will be used to benefit the community.
Preface 13

Acknowledgements
This book is adapted and updated from the OpenOffice.org 3.3 Writer Guide. The contributors to
that book are:
Jean Hollis Weber Michele Zarri Gary Schnabl Magnus Adielsson
Agnes Belzunce Ken Byars Bruce Byfield Daniel Carrera
Dick Detwiler Alexander Noël Dunne Laurent Duperval Martin Fox
Katharina Greif Tara Hess Peter Hillier-Brook Lou Iorio
John Kane Rachel Kartch Stefan A. Keel Jared Kobos
Michael Kotsarinis Sigrid Kronenberger Peter Kupfer Ian Laurenson
Alan Madden Paul Miller Vincenzo Ponzi Scott Rhoades
Carol Roberts Iain Roberts Joe Sellman Robert Scott
Janet M. Swisher Barbara M. Tobias Catherine Waterman Sharon Whiston
Bob Wickham Claire Wood Linda Worthington
Frequently asked questions
How is LibreOffice licensed?
LibreOffice 4.2 is distributed under the Open Source Initiative (OSI) approved Mozilla Public
License (MPL). The MPL license is available from http://www.mozilla.org/MPL/2.0/.
May I distribute LibreOffice to anyone? May I sell it? May I use it in my business?
Yes.
How many computers may I install it on?
As many as you like.
Is LibreOffice available in my language?
LibreOffice has been translated (localized) into over 40 languages, so your language probably
is supported. Additionally, there are over 70 spelling, hyphenation, and thesaurus dictionaries
available for languages, and dialects that do not have a localized program interface. The
dictionaries are available from the LibreOffice website at: www.libreoffice.org.
How can you make it for free?
LibreOffice is developed and maintained by volunteers and has the backing of several
organizations.
How can I contribute to LibreOffice?
You can help with the development and user support of LibreOffice in many ways, and you do
not need to be a programmer. To start, check out this web page:
http://www.documentfoundation.org/contribution/
May I distribute the PDF of this book, or print and sell copies?
Yes, as long as you meet the requirements of one of the licenses in the copyright statement at
the beginning of this book. You do not have to request special permission. We request that you
share with the project some of the profits you make from sales of books, in consideration of all
the work we have put into producing them.
14 LibreOffice 4.2 Writer Guide

What’s new in LibreOffice Writer 4.2?
LibreOffice 4.2 offers many new features, in addition to those in the 4.1 release. These new
features are listed on these wiki pages:
https://wiki.documentfoundation.org/ReleaseNotes/4.1
https://wiki.documentfoundation.org/ReleaseNotes/4.2
Here are some of the features (not a full list):
•Images embedded in Writer can now be rotated easily in 90 degree increments.
•Writer text frames now support having a gradient as background.
•The Comments bar now can easily be toggled using a button in the ruler.
•Footnote and footer comment handling has been improved.
•Comments to text ranges can now include multiple paragraphs.
•Embedding fonts in a Writer document.
•Media file types Windows Media Audio (WMA), Windows Media Video (WMV), Advanced
Audio Coding (AAC), Flash Video (FLV), Multiplexed OGG Video (OGX), RMI MIDI Audio
and SND (SouND) Audio are now accessible from Insert > Movie and Sound.
•Support for legacy Mac word processor documents:
Microsoft Word for Mac 5.1
Write Now 4.0
MacWrite Pro 1.5
AppleWorks 6.0
•Match Case option has been added to the search bar.
•The Find hotkey Ctrl+F is a toggle.
•File > Recent Documents > Clear List feature has been added.
•Recent Documents can now be accessed directly from the toolbar using the arrow on the
Open button.
•Multiple styles can be deleted at the same time.
•Embedding images into HTML files enables sending merge emails with images in HTML
format.
•Character border: format one or more characters with a border.
•Spelling checker popup menu now allows change tracking operations.
•Multiple styles can be selected in the Style and Formatting window to delete or hide them.
•A new default template has been designed for Writer.
•RTF import has added initial support for group shapes.
•Writer can now create *.DOT files.
•Graphical bullets are imported and exported in the DOC, DOCX and RTF filters.
•The DOCX import filter now handles non-bitmap drawing shapes.
•Further improvements for DOCX interoperability.
Preface 15


Chapter 1
Introducing Writer

What is Writer?
Writer is the word processor component of LibreOffice. In addition to the usual features of a word
processor (spelling check, thesaurus, hyphenation, autocorrect, find and replace, automatic
generation of tables of contents and indexes, mail merge, and others), Writer provides these
important features:
•Templates and styles (see Chapters 6 and 7)
•Page-layout methods, including frames, columns, and tables (Chapter 4)
•Embedding or linking of graphics, spreadsheets, and other objects (Chapter 8)
•Built-in drawing tools (Chapter 8)
•Master documents, to group a collection of shorter documents into a single long document
(Chapter 13)
•Change tracking during revisions (Chapter 3)
•Database integration, including a bibliography database (Chapters 11, 12, 15)
•Export to PDF, including bookmarks (Chapter 5)
•And many more
Parts of the main Writer window
The main Writer workspace is shown in Figure 2. Its features are described in this section.
Figure 2: Parts of the main Writer window (without sidebar)
Title bar
The Title bar is located at the top of the Writer window, and shows the file name of the current
document. When the document is newly created, the document name will appear as Untitled X,
where X is a number.
18 LibreOffice 4.2 Writer Guide

Menus
The Menu bar is located just below the Title bar. When you select one of the menus, a submenu
drops down to show further options such as:
•Executable commands, such as Close or Save, found in the File menu.
•Commands to open dialogs, indicated by the command being followed by an ellipsis (…),
such as Find or Paste Special found in the Edit menu.
•Further submenus, indicated by a right-pointing black arrow, such as Toolbars and Zoom
found in the View menu. Moving the cursor onto these causes them to open.
Toolbars
Writer displays toolbars in different ways: docked (fixed in place), or floating. Some toolbars have
sections which you can tear off. Docked toolbars can be moved to different locations or made to
float, and floating toolbars can be docked.
The top docked toolbar, just under the Menu bar, is called the Standard Toolbar. It is consistent
across all the LibreOffice applications (Writer, Calc, Draw, Impress).
The second toolbar at the top is context sensitive. For example, when working with text, the
Formatting toolbar is displayed. When the cursor is on a graphic (image type), the Graphics toolbar
is displayed, and the Pictures toolbar is displayed docked at the bottom of the screen. An additional
toolbar (Bullets and Numbering) is displayed next to the Formatting toolbar, when for example, the
cursor is in a numbered/bulleted list.
Displaying or hiding toolbars
To display or hide toolbars, choose View > Toolbars, then click on the name of a toolbar in the list.
An active toolbar shows a check mark beside its name. Tear-off toolbars are not listed in the View
menu.
Submenus and tear-off toolbars
Combination toolbar buttons having a down arrow will display submenus, tear-off toolbars, and
other ways of selecting things, depending on the toolbar.
Figure 3 shows a tear-off toolbar from the Drawing toolbar. Once removed from the parent toolbar
it displays a title bar.
Tear-off toolbars can be floating or docked along an edge of the screen or in one of the existing
toolbar areas. To move a floating tear-off toolbar, drag it by the title bar, as shown in Figure 5.
Figure 3: Example of a tear-off toolbar
Chapter 1 Introducing Writer 19

Moving toolbars
To move a docked toolbar, place the mouse pointer over the toolbar handle (the small vertical bar
to the left of the toolbar), hold down the left mouse button, drag the toolbar to the new location, and
then release the mouse button.
Figure 4: Moving a docked toolbar
To move a floating toolbar, click on its title bar and drag it to a new location.
Figure 5: Moving a floating toolbar
Floating toolbars
Some toolbars activated from the View menu may appear as floating toolbars, for example the
Insert toolbar. Writer also includes several additional context-sensitive toolbars, whose defaults
may appear as floating toolbars in response to the cursor’s current position or selection. You can
dock these toolbars to the top, bottom, or side of the window, if you wish (see “Moving toolbars”
above).
Docking/floating windows and toolbars
Toolbars and some windows, such as the Navigator and the Styles and Formatting window, are
dockable. You can move, resize, or dock them to an edge.
To dock a window or toolbar, hold down Ctrl and double-click on the frame of the floating window
(or in a vacant area near the buttons at the top of the floating window) to dock it in its last position.
Figure 6: Ctrl+double-click to dock or undock
To undock a window, hold down Ctrl and double-click on the frame (or a vacant area near the
buttons at the top) of the docked window.
20 LibreOffice 4.2 Writer Guide

Docking (AutoHide)
On any window edge where another window is docked you will see a button which allows you to
show or hide the window.
•If you click the button on the window edge to show the window, the window will remain
visible until you manually hide it again (with the same button).
•If you show the window by clicking the window border, but not the button, you activate the
AutoHide function. The AutoHide function allows you to temporarily show a hidden window
by clicking on its edge. When you click in the document, the docked window hides again.
Figure 7: The Hide button
Figure 8: Show button and Autohide
Customizing toolbars
You can customize toolbars in several ways, including choosing which buttons are visible and
locking the position of a docked toolbar.
To access a toolbar’s customization options, right-click between the buttons on the toolbar to open
a context menu.
The context menu lists the buttons defined for the selected toolbar but not visible on it. To show or
hide buttons defined for the selected toolbar, choose Visible Buttons from the context menu.
Visible buttons are indicated by being highlighted (Figure 9) or by a check mark beside the button,
depending on your operating system. Click on buttons to hide or show them on the toolbar.
You can also add buttons and create new toolbars, as described in Chapter 16, Customizing
Writer.
Note
In earlier versions of LibreOffice, these options were accessed by clicking on an
arrow at the end of the toolbar. The arrow is still present on floating toolbars, but not
on docked ones. However, the arrow has no effect.
Chapter 1 Introducing Writer 21

Figure 9: Selection of visible toolbar buttons
Right-click (context) menus
Right-click on a paragraph, graphic, or other object to open a context menu. Often the context
menu is the fastest and easiest way to reach a function. If you’re not sure where in the menus or
toolbars a function is located, you can often find it by right-clicking.
Rulers
Rulers are enabled by default. To show or hide the rulers, choose View > Ruler. To disable the
rulers, choose Tools > Options > LibreOffice Writer > View and deselect either or both rulers.
The horizontal ruler has a comments button on its right side to show or hide comments.
Figure 10: Accessing the ruler settings
22 LibreOffice 4.2 Writer Guide

Status bar
The Writer status bar is located at the bottom of the workspace. It provides information about the
document and convenient ways to quickly change some document features. It can be hidden by
deselecting it in the View menu.
Figure 11: Left end of Status bar
Figure 12: Right end of Status bar
Page number
Shows the current page number, the sequence number of the current page (if different), and
the total number of pages in the document. For example, if you restarted page numbering at 1
on the third page, its page number is 1 and its sequence number is 3.
If any bookmarks have been defined in the document, a right-click on this field pops up a list of
bookmarks; click on the required one.
To jump to a specific page in the document, double-click on this field. The Navigator opens
(see page 35). Click in the Page Number field in the Navigator, type the sequence number of
the required page, and press Enter.
Word and character count
The word and character count of the document is shown in the status bar, and is kept up to
date as you edit. Any text selected in the document will be counted and this count will replace
the displayed count.
To display extended statistics such as character counts excluding spaces, double-click the
word count in the status bar, or choose Tools > Word Count.
Page style
Shows the style of the current page. To change the page style, right-click on this field. A list of
page styles pops up; click on one to select a different style.
To edit the current page style, double-click on this field. The Page Style dialog opens. See
Chapters 6 and 7 for more information about styles.
Language
Shows the language at the cursor position, or for the selected text, that is used for checking
spelling, hyphenation, and thesaurus. Click to open a menu where you can choose another
language for the selected text or for the paragraph where the cursor is located. You can also
Chapter 1 Introducing Writer 23

choose None (Do not check spelling) to exclude the text from a spelling check or choose
More to open the Character dialog. Any directly formatted language settings can be reset to
the default language from this menu. See Chapter 3, Working with Text, for more information.
Insert mode
This area is blank when in Insert mode. Double-click to change to Overwrite mode; single-click
to return to Insert mode. In Insert mode, any text after the cursor position moves forward to
make room for the text you type; in Overwrite mode, text after the cursor position is replaced by
the text you type. This feature is disabled when in Edit > Changes > Record mode.
Selection mode
Click to choose different selection modes. The icon does not change, but when you hover the
mouse pointer over this field, a tooltip indicates which mode is active.
When you click in the field, a context menu displays the available options.
Mode Effect
Standard selection Click in the text where you want to position the cursor; click
in a cell to make it the active cell. Any other selection is then
deselected.
Extending selection (F8) Clicking in the text extends or crops the current selection.
Adding selection (Shift+F8) A new selection is added to an existing selection. The result
is a multiple selection.
Block selection (Ctrl+Shift+F8) A block of text can be selected.
On Windows systems, you can hold down the Alt key while dragging to select a block of text.
You don't need to enter the block selection mode.
See Chapter 3, Working with Text, for more information about these modes.
Document changes status
The icon that is displayed here changes from this one ( ) if the document has no unsaved
changes, to this one ( ) if it has been edited and the changes have not been saved.
Digital signature
If the document has been digitally signed, this icon ( ) is displayed here; otherwise, it is blank.
To view the certificate, double-click the icon.
Section or object information
When the cursor is in a section, heading, or list item, or when an object (such as a picture or
table) is selected, information about that item appears in this field. Double-clicking in this area
opens a relevant dialog.
Object Information shown Dialog opened
Picture Size and position Picture
List item Level and list style Bullets and Numbering1
Heading Outline numbering level Bullets and Numbering1
Table Name or number and cell reference of cursor Table Format
Section Name of section Edit Sections
Other (Blank) Fields
1If a list style was used with a list item or heading, no dialog appears.
24 LibreOffice 4.2 Writer Guide

View layout
Click an icon to change between single page, side-by-side, and book layout views (see Figure
13). You can edit the document in any view. Zoom settings (see below and next page) interact
with the selected view layout and the window width to determine how many pages are visible in
the document window.
Zoom
To change the view magnification, drag the Zoom slider, or click on the + and − signs, or right-
click on the zoom level percent to pop up a list of magnification values from which to choose.
Figure 13: View layouts: single, side-by-side, book
Sidebar
To activate the Sidebar, select View > Sidebar from the Menu Bar. The sidebar is located on the
right side of the edit view. The sidebar (Figure 14) contains four decks: Properties, Styles and
Formatting, Gallery, and Navigator. Each deck has a corresponding icon on the Tab bar to the right
of the sidebar, allowing you to switch between them.
Each deck consists of a title bar and one or more content panels. A panel is like a combination of
toolbar and dialog. Toolbars and sidebar panels share many functions. For example, the buttons
for making text bold or italic exist in both the Formatting toolbar and the Character panel of the
Properties deck.
Some panels contain a More button ( ) which when clicked opens a dialog to give greater
choice of editing controls.The dialog that opens locks the document for editing until the dialog is
closed.
Chapter 1 Introducing Writer 25

Figure 14: Sidebar Properties deck and text context panels
The decks are described below.
•Properties: Contains tools for direct formatting within the document. The tools are
separated into three panels for text editing:
–Character: Modify text by the font type, size, color, weight, style and spacing.
–Paragraph: Style the paragraph by alignment, lists or bullets, background color, indent,
and spacing.
–Page: Format the page by orientation, margin, size, and number of columns.
If a graphic is selected, then the following panels open:
–Graphic: Modify the graphic's brightness, contrast, color mode and transparency.
–Position: Modifications to width and height.
–Wrap: Permits wrap modifications where these are available.
If a drawing object is selected, then the following panels are available;
–Area: Fill and transparency edits are available.
–Line: Permits edits to the line style, width, color, arrows, corners and cap styles.
–Position and Size: Enables edits to width, height, rotation and flip attributes.
If a frame is selected, then the wrap panel opens but may be grayed-out if frame wrap is
not available.
Caution Be aware that by changing the options on the Page panel you will change the page
style in use, modifying not only the current page but all pages using the same page
style.
26 LibreOffice 4.2 Writer Guide

•Styles and Formatting: Manage the styles used on the document, applying existing styles,
creating new ones or modifying them. This deck is also a floating toolbar that can be
accessed from Format > Styles and Formatting from the Menu bar.
•Gallery: Add images and diagrams included in the Gallery themes. The Gallery displays as
two sections; the first lists the themes by name (Arrows, Background, Diagrams, etc.) and
the second displays the images in the selected category. Select the New Theme button to
create new categories. To insert an image, or add a new image to the gallery, drag and
drop the selected image. This deck is also a docked toolbar that can be accessed from
Tools > Gallery or the Gallery button on the Standard Toolbar.
•Navigator: Browse the document and reorganize its content by selecting different content
categories, such as headings, tables, frames, graphics, etc. The Sidebar Navigator does
not contain a List Box On/Off button. This deck is also a floating toolbar that can be
accessed from View > Navigator or the Navigator button on the Standard Toolbar.
Figure 15: The Navigator deck
The Sidebar has on its left edge a Hide button (see Figure 16); click this button to hide the panel by
collapsing it to the right edge of the window. Click the button on a collapsed panel to reopen it.
To adjust the width of the panel, place the cursor on the left edge of the panel, click and drag to
right or left depending on the starting width. With the Properties deck selected, you cannot drag to
less than a certain width. With any of the other decks selected, you can drag the panel width to a
minimum useable width; an arrow then indicates that when you release the mouse button, the
Sidebar will collapse to the width of the Tab bar (see Figure 17).
Chapter 1 Introducing Writer 27

Figure 16: Sidebar Hide button
Figure 17: Panel dragged past minimum useable
width showing arrow
Changing document views
Writer has three ways to view a document: Print Layout, Web Layout, and Full Screen. To change
the view, go to the View menu and click on the required view.
Print Layout is the default view in Writer. In this view, you can use the Zoom slider and the View
Layout icons on the Status bar to change the magnification.
You can also choose View > Zoom > Zoom from the Menu bar to display the Zoom & View
Layout dialog, where you can set the same options as on the Status bar.
In Web Layout view, you can use only the Zoom slider; the View Layout buttons on the Status bar
are disabled, and most of the choices on the Zoom & View Layout dialog are not available.
Figure 18: Choosing Zoom and View Layout options
28 LibreOffice 4.2 Writer Guide

In Full Screen view, the document is displayed using the zoom and layout settings previously
selected. To exit Full Screen view and return to either Print or Web Layout view, press the Esc key
or toggle the Full Screen button on the floating toolbar in the top left-hand corner. You can also
use Ctrl+Shift+J to enter or exit Full Screen view.
Starting a new document
You can start a new, blank document in Writer in several ways. If a document is already open in
LibreOffice, the new document opens in a new window.
From the Start Center
When LibreOffice is open but no document is open, the Start Center is shown. Click the Create:
Writer Document button to create a new text document, or click the Templates button to start a
new document using a template.
Figure 19: LibreOffice Start Center
From the Quickstarter
When LibreOffice is installed on computers running Windows or Linux, a Quickstarter feature may
also be installed. Computers with a Mac operating system do not have a Quickstarter.
The Quickstarter is an icon that is placed in the system tray during system startup. It indicates that
LibreOffice has been loaded and is ready to use. The Quickstarter must be enabled in Tools >
Options > LibreOffice > Memory by selecting the checkbox.
Right-click the Quickstarter icon (Figure 20) in the system tray to open a pop-up menu from which
you can create a new document, or open the Template Manager dialog. You can also double-click
the Quickstarter icon to display the Template Manager dialog.
Chapter 1 Introducing Writer 29

See Chapter 1, Introducing LibreOffice, in the Getting Started guide for more information about
starting Writer and using the Quickstarter.
Figure 20: Quickstarter pop-up menu
From the operating system menu
You can open the LibreOffice Start Center or the Writer component from the operating system
menu in the same way that you start other programs. When LibreOffice was installed on your
computer, in most cases a menu entry for each component was added to your system menu. If you
are using a Mac, you should see the LibreOffice icon in the Applications folder. When you double-
click this icon, LibreOffice opens at the Start Center (Figure 19).
From the menu bar, toolbar, or keyboard
When LibreOffice is open, you can also start a new document in one of the following ways.
•Press the Ctrl+N keys.
•Use File > New > Text Document.
•Click the New button on the Standard Toolbar.
From a template
You can use templates to create new documents in Writer. A template is a set of predefined styles
and formatting. Templates serve as the foundation of a set of documents, to make sure they all
have a similar layout. For example, all the documents of the Writer Guide are based on the same
template. As a result, all the documents look alike; they have the same headers and footers, use
the same fonts, and so on.
A new LibreOffice installation does not contain many templates. It is possible for you to add new
templates to your installation and use them for new documents. This is explained in Chapter 10,
Working with Templates. More templates can be downloaded from http://templates.libreoffice.org/
and other websites.
Once you have templates on your system, you can create new documents based on them by using
File > Templates > Manage (Ctrl+Shift+N), File > New > Templates or click the arrow button next
to the New Document button on the Standard Toolbar and select Templates from the drop-down
list. This opens the Template Manager dialog where you can choose the template you want to use
for your document.
30 LibreOffice 4.2 Writer Guide

The example shown in Figure 21 uses a template in the Documents > My Templates folder.
Double-click on the required template. A new document is created based on the styles and formats
defined in the template.
Figure 21: Creating a document from a template
Opening an existing document
When no document is open, the Start Center (Figure 19) provides an Open File button for
navigating to saved files. It also displays, in the right pane, recently opened documents; click one
to open it.
You can also open an existing document in one of the following ways. If a document is already
open in LibreOffice, the second document opens in a new window.
•Choose File > Open.
•Click the Open button on the Standard Toolbar.
•Click the down-arrow on the Open button on the Standard Toolbar to select a recent
document.
•Press Ctrl+O on the keyboard.
•Use File > Recent Documents to make a selection.
•Use Open Document on the Quickstarter.
Except for the selection of recent documents, the actions above launch the Open dialog. Select the
file you want, filtering by version if required and available, and then click Open. If a document is
already open in LibreOffice, the second document opens in a new window.
In the Open dialog, you can reduce the list of files by selecting the type of file you are looking for.
For example, if you choose Text documents as the file type, you will only see documents Writer
can open (including ODT, DOC, TXT). This method opens Word (DOC and DOCX) files as well as
LibreOffice files and other formats.
You can also open an existing Writer document using the same methods you would use to open
any document in your operating system.
If you have associated Microsoft Office file formats with LibreOffice, you can also open these files
by double-clicking on them.
Chapter 1 Introducing Writer 31

Saving a document
To save a new document in Writer, do one of the following:
•Press Ctrl+S.
•Choose File > Save.
•Click the Save button on the Standard Toolbar.
When the Save As dialog appears, enter the file name, verify the file type, and click Save.
To save an opened document with the current file name, select one of the above options. This will
overwrite the last saved state of the file.
To save an opened document with a different file name in order to preserve the original and have
edits saved in another version, choose File > Save As, give it another name and/or select a
different file type. A document can be saved with the same file name if the file type is changed, but
must have a different name if the same file type is retained. File > Save a Copy behaves in a
similar fashion.
Saving a document automatically
You can choose to have Writer save your document automatically in a temporary file at regular
intervals. Automatic saving, like manual saving, overwrites the last saved state of the target file in
the temporary file. To set up automatic file saving:
8) Select Tools > Options > Load/Save > General.
9) Click on Save AutoRecovery information every and set the time interval. The default
value is 15 minutes. Enter the value you want by typing it or by pressing the up or down
arrow keys.
Saving as a Microsoft Word document
If you need to exchange files with users of Microsoft Word who are unwilling or unable to receive
Open Document Format (ODF) files, you can save a document as a Microsoft Word file.
1) Important—First save your document in the file format used by LibreOffice Writer, ODT. If
you do not, any changes you made since the last time you saved will only appear in the
Microsoft Word version of the document.
2) Then click File > Save As.
3) On the Save As dialog, in the File type (or Save as type) drop-down menu, select the type
of Word format you need. You may also choose to change the file name.
4) Click Save.
From this point on, all changes you make to the document will occur only in the new (Microsoft
Word) document. You have changed the name and file type of your document. If you want to go
back to working with the ODT version of your document, you must open it again.
Tip
To have Writer save documents by default in the Microsoft Word file format, go to
Tools > Options > Load/Save > General. In the section named Default file format
and ODF settings, under Document type, select Text document, then under
Always save as, select your preferred file format.
32 LibreOffice 4.2 Writer Guide

Caution
It is recommended that if you use a Microsoft Word format, you use the DOC and
not the DOCX (XML) format. There is anecdotal evidence that the DOCX format
experiences problems even within native Microsoft applications. Saving in ODF
format gives you the option to redo the document if the recipient of your document
experiences trouble with the Microsoft format.
Figure 22: Saving a file in Microsoft Word format
Password protection
Writer provides two levels of document protection: read-protect (file cannot be viewed without a
password) and write-protect (file can be viewed in read-only mode but cannot be changed without
a password). Thus you can make the content available for reading by a selected group of people
and for reading and editing by a different group. This behavior is compatible with Microsoft Word
file protection.
1) Use File > Save As when saving the document. (You can also use File > Save the first
time you save a new document.)
2) On the Save As dialog, select the Save with password option, and then click Save.
3) The Set Password dialog opens.
Chapter 1 Introducing Writer 33

Figure 23: Two levels of password protection
Here you have several choices:
•To read-protect the document, type a password in the two fields at the top of the
dialog.
•To write-protect the document, click the More Options button and select the Open
file read-only checkbox.
•To write-protect the document but allow selected people to edit it, select the Open file
read-only checkbox and type a password in the two boxes at the bottom of the dialog.
4) Click OK to save the file. If either pair of passwords do not match, you receive an error
message. Close the message box to return to the Set Password dialog and enter the
password again.
In LibreOffice 3.5, a different encryption was introduced to replace the previously used one. In
consequence, files encrypted with LibreOffice 3.5 or later can not be opened by earlier versions of
LibreOffice. Files with the old encryption can be used in LibreOffice 3.5 and later.
Caution LibreOffice uses a very strong encryption mechanism that makes it almost
impossible to recover the contents of a document if you lose the password.
Changing the password for a document
When a document is password-protected, you can change the password while the document is
open. Choose File > Properties > General and click the Change Password button.
34 LibreOffice 4.2 Writer Guide

Closing a document
If only one document is open and you want to close that document, go to File > Close on the
Menu bar or click on the X on the Title bar. The X may be located on either the right or left end of
the Title bar.
If more than one document is open and you want to close one of them, go to File > Close on the
Menu bar or click on the X on the Menu bar of that document’s window. When only the last
document is open, the X on the Menu bar disappears.
If the document has not been saved since the last change, a message box is displayed. Choose
whether to save or discard your changes.
Closing LibreOffice
To close LibreOffice completely, go to File > Exit on the menu bar in Windows and Linux operating
systems. In a Mac operating system, go to LibreOffice > Quit LibreOffice on the menu bar.
When you close the last document using the X on the Title bar of the window, then LibreOffice will
close completely. A Mac operating system does not have this function; instead, you need to go to
LibreOffice > Quit LibreOffice on the menu bar.
You can also use a keyboard shortcut as follows:
•In Windows and Linux – Ctrl+Q
•In Mac OS X – Command ⌘+Q
If any documents have not been saved since the last change, a message box is displayed. Choose
whether to save or discard your changes.
Using the Navigator
In addition to the Page Number field on the Status bar (described on page 23), Writer provides
other ways to move quickly through a document and find specific items by using the many features
of the Navigator, the Navigation toolbar, and related buttons.
The Navigator lists all of the headings, tables, text frames, graphics, bookmarks, and other objects
contained in a document.
To open the Navigator do one of the following;
•Click its button ( ) on the Standard Toolbar.
•Press F5.
•Choose View > Navigator on the Menu bar.
•Double-click on the Page number field on the status bar.
•Click the Navigator tab ( ) on the Sidebar (View > Sidebar to open it).
You can dock the Navigator to either side of the main Writer window or leave it floating, even from
the Sidebar, (see “Docking/floating windows and toolbars” on page 20).
To hide the list of categories and show only the buttons at the top, click the List Box On/Off button
( ). Click this button again to show the list. The Sidebar Navigator does not have this button.
Click the + sign or triangle by any of the lists to display the contents of the list.
Table 2 summarizes the functions of the buttons at the top of the Navigator.
Chapter 1 Introducing Writer 35

Note The Navigator has different functions in a master document. See Chapter 13,
Working with Master Documents.
Figure 24: The Navigator
Table 2: Function of buttons in the Navigator
Toggle: Not active in ordinary documents (left image). In a master document (right
image), switches between the master document file and its subdocuments.
Navigation: Opens the Navigation toolbar (see page 37).
Previous, Next: Jumps to the previous or next item in the selected category (page,
graphic, hyperlink, comment, and so on). To select the category of items, see “Using
the Navigation toolbar“ on page 37.
Page number: Jumps to the page sequence number showing in the box. Type the
required page number or select it using the up and down arrows.
Drag Mode: Select Hyperlink, Link, or Copy. See “Choosing drag mode” on page 39
for details.
List Box On/Off: Shows or hides the list of categories. (Not Sidebar).
Content View: Switches between showing all categories and showing only the
selected category.
Set Reminder: Inserts a reminder (see page 39).
Header/Footer: Jumps between the text area and the header or footer area (if the
page has them).
Anchor <–> Text: Jumps between a footnote anchor and the corresponding footnote
text.
Heading Levels Shown: Choose the number of heading levels to be shown.
36 LibreOffice 4.2 Writer Guide

Moving quickly through a document
The Navigator provides several convenient ways to move around a document and find items in it:
•To jump to a specific page in the document, type its sequence number in the box at the top
of the Navigator and press Enter. The sequence number may be different from the page
number if you have restarted numbering at any point.
•When a category is showing the list of items in it, double-click on an item to jump directly to
that item’s location in the document. For example, you can jump directly to a selected
heading, graphic, or comment by using this method.
To see the content in only one category, highlight that category and click the Content View
button. Click the button again to display all the categories. You can also change the number
of heading levels shown when viewing Headings.
•Use the Previous and Next buttons to jump to other objects of the type selected in the
Navigation toolbar. (See next page for details.)
Note
A hidden section (or other hidden object) in a document appears gray in the
Navigator, and displays the word “hidden” as a tooltip. For more about hidden
sections, see Chapter 4, Formatting Pages.
Tip
Objects are much easier to find if you have given them names when creating them,
instead of keeping LibreOffice’s default names of graphics1, graphics2, Table1,
Table2, and so on—which may not correspond to the position of the object in the
document.
To rename an image, right-click on the image, select Picture > Options, and then
edit the name in the dialog. Similarly, to rename a table, right-click on the table,
select Table > Table, and then edit the name.
Using the Navigation toolbar
To display the Navigation toolbar (Figure 25), click the Navigation button ( ) (second button
from the left at the top of the Navigator, Figure 24) or the small Navigation button near the lower
right-hand corner of the document window below the vertical scroll bar (Figure 26).
Figure 25: Navigation toolbar
Figure 26: Previous, Navigation, and Next buttons
Chapter 1 Introducing Writer 37

The Navigation toolbar has buttons for all the object types shown in the Navigator, plus some
extras (for example, the results of a Find command).
Click a button to select that object type. Now all the Previous and Next buttons (in the Navigator
itself, in the Navigation toolbar, and on the scroll bar) will jump to the previous or next object of the
selected type. This is particularly helpful for finding items like index entries, which can be difficult to
see in the text. The names of the buttons (shown in the tooltips) change to match the selected
category; for example, Next Graphic, Next Bookmark, or Continue search forward.
Rearranging chapters using the Navigator
You can rearrange chapters and move headings in the document by using the Navigator.
1) Click the Content View button to expand the headings, if necessary.
2) (Optional) If you have several subheading levels, you can more easily find the headings
you want, by changing the Heading Levels Shown selection to show only 1 or 2 levels of
headings.
3) Click on the heading of the block of text that you want to move and drag the heading to a
new location on the Navigator, or click the heading in the Navigator list, and then click
either the Promote Chapter or Demote Chapter button. All of the text and subsections
under the selected heading move with it.
To move only the selected heading and not the text associated with the heading, hold down
Ctrl, and then click the Promote or Demote button.
Tip
The tooltips Promote Chapter and Demote Chapter can be misleading; all
headings—whether at Level 1 (chapter) or lower—can be rearranged using this
function; and the feature might be better described as Move Up or Move Down
(within the document, without changing the heading level) to distinguish it more
clearly from Promote Level and Demote Level, which change the heading level
within the document (see below).
4) To quickly change the outline level of a heading and its associated subheadings, select the
heading in the Navigator, and then click either the Promote Level or Demote Level
button. This action does not change the location of the heading, only its level.
To increase the outline level of only the selected heading, but not its associated
subheadings, hold down Ctrl, and then click the button.
Figure 27: Reorganizing with the Navigator
Note Users of Microsoft Word will note the similarity between this functionality and Word's
Outline View.
38 LibreOffice 4.2 Writer Guide

Setting reminders
One of the little-known features of Writer that you may find quite useful is the possibility of jumping
between reminders. Reminders let you mark places in your document that you want to return to
later on, to add or correct information, make some other change, or simply mark where you
finished editing. The possible uses of reminders are limited only by your imagination.
To set a reminder at the cursor's current location, click on the ( ) button in the Navigator. You
can set up to 5 reminders in a document; setting a sixth causes the first to be deleted.
Reminders are not highlighted in any way in the document, so you cannot see where they are,
except when you jump from one to the next—the location of the cursor then shows the location of
the reminder.
To jump between reminders, first select the Reminder button on the Navigation toolbar. Then click
the Previous and Next buttons. Reminders are not saved with the document.
Choosing drag mode
To select the drag and drop options for inserting items such as other documents and images, into a
document using the Navigator, choose one of the following from the drop-down menu of the Drag
Mode button.
Insert As Hyperlink
Creates a hyperlink when you drag and drop an item into the current document.
Insert As Link
Inserts the selected item as a link where you drag and drop in the current document. Text is
inserted as protected sections. However, you cannot create links for graphics, OLE objects,
references, or indexes using this method.
Insert As Copy
Inserts a copy of the selected item where you drag and drop in the current document. You
cannot drag and drop copies of graphics, OLE objects, or indexes.
Undoing and redoing changes
When a document is open, you can undo the most recent change by pressing Ctrl+Z, or clicking
the Undo button ( ) on the Standard Toolbar, or choosing Edit > Undo from the Menu bar.
The Edit menu shows the latest changes that can be undone.
Figure 28: Edit > Undo last action
Chapter 1 Introducing Writer 39

Click the down arrow button of the Undo combination button to get a list of all the changes that can
be undone. You can select multiple changes and undo them at the same time (see Figure 29).
Figure 29: List of actions that can be undone
After changes have been undone, Redo becomes active. To redo a change, select Edit > Redo, or
press Ctrl+Y or click on the Redo button ( ). As with Undo, click on the down arrow button of
the combination button to get a list of the changes that can be restored.
40 LibreOffice 4.2 Writer Guide

Chapter 2
Setting up Writer
Choosing options to suit the way you work

Choosing options that affect all LibreOffice components
This section covers some of the settings that apply to all the components of LibreOffice and are
particularly important when using Writer. Other general options are discussed in Chapter 2, Setting
up LibreOffice, in the Getting Started guide.
Click Tools > Options. The list on the left-hand side of the Options – LibreOffice dialog varies
depending on which component of LibreOffice is open. The illustrations in this chapter show the list
as it appears when a Writer document is open.
Click the marker (+ or triangle) by LibreOffice on the left-hand side. A list of pages drops down.
Selecting an item in the list causes the right-hand side of the dialog to display the relevant page.
Note
The Revert button (located in the lower right of the full Options dialog) has the same
effect on all pages of the dialog. It resets options to the values that were in place
when you opened the dialog.
If you are using a version of LibreOffice other than US English, some field labels may be different
from those shown in the illustrations.
User Data options
Because Writer can use the name or initials stored in the LibreOffice – User Data page for
several things, including document properties (created by and last edited by information) and the
name of the author of comments and changes, you will want to ensure that the correct information
appears here.
Fill in the form (not shown here) or amend or delete any existing incorrect information. If you do
not want user data to be part of the document’s properties, clear the box at the bottom.
General options
The options on the LibreOffice – General page are described below.
Figure 30: Setting general options for LibreOffice
Help – Tips
When Tips is active, one or two words will appear when you hold the mouse pointer over an
icon or field, without clicking.
42 LibreOffice 4.2 Writer Guide

Help – Extended tips
When Extended tips is active, a brief description of the function of a particular icon or menu
command or a field on a dialog appears when you hold the mouse pointer over that item.
Open/Save dialogs – Use LibreOffice dialogs
To use the standard Open and Save dialogs for your operating system, deselect the Use
LibreOffice dialogs option. When this option is selected, the Open and Save dialogs supplied
with LibreOffice will be used. See Chapter 1, Introducing Writer, for more about the LibreOffice
Open and Save dialogs. This book uses the LibreOffice Open and Save dialogs in illustrations.
Document status – Printing sets “document modified” status
If this option is selected, then the next time you close the document after printing, the print date
is recorded in the document properties as a change and you will be prompted to save the
document again, even if you did not make any other changes.
Document status – Allow to save document even when the document is not modified
Normally when a document has not been modified, the File > Save menu option and the Save
button on the Standard Toolbar are disabled and the keyboard shortcut Ctrl+S has no effect.
Select this option to allow documents to be saved even when they have not been modified.
Year (two digits)
Specifies how two-digit years are interpreted. For example, if the two-digit year is set to 1930,
and you enter a date of 1/1/30 or later into your document, the date is interpreted as 1/1/1930
or later. An “earlier” date is interpreted as being in the following century; that is, 1/1/20 is
interpreted as 1/1/2020.
Memory options
The options on the LibreOffice – Memory page control how LibreOffice uses your computer’s
memory and how much memory it requires.
Figure 31: Choosing Memory options for LibreOffice
Before changing these options, you may wish to consider the following points:
•More memory can make LibreOffice faster and more convenient (for example, more undo
steps require more memory); but the trade-off is less memory available for other
applications and you could run out of memory altogether.
•If your documents contain a lot of objects such as images, or the objects are large,
LibreOffice’s performance may improve if you increase the memory for LibreOffice or the
memory per object. If you find that objects seem to disappear from a document that
Chapter 2 Setting up Writer 43

contains a lot of them, increase the number of objects in the cache. (The objects are still in
the file even if you cannot see them on screen.)
•To load the Quickstarter when you start your computer, select the option near the bottom of
the dialog. This makes LibreOffice start faster; the trade-off is that LibreOffice uses some
memory even when not being used. This option (called Enable systray Quickstarter on
Linux) is not available on Mac OS X or on systems where the Quickstarter module has not
been installed.
View options
The options on the LibreOffice – View page affect the way the document window looks and
behaves. Some of these options are described below. Set them to suit your personal preferences.
Figure 32: Choosing View options for LibreOffice applications
User Interface – Scaling
If the text in the help files or on the menus of the LibreOffice user interface is too small or too
large, you can change it by specifying a scaling factor. Sometimes a change here can have
unexpected results, depending on the screen fonts available on your system. However, it does
not affect the font size of the text in your documents.
User Interface – Icon size and style
The first box specifies the display size of toolbar icons (Automatic, Small, or Large); the
Automatic icon size option uses the setting for your operating system. The second box
specifies the icon style (theme); here the Automatic option uses an icon set compatible with
your operating system.
User Interface – Use system font for user interface
If you prefer to use the system font (the default font for your computer and operating system)
instead of the font provided by LibreOffice for the user interface, select this option.
User interface – Screen font Anti-Aliasing
(Not available in Windows; not shown in Figure 32.) Smooths the screen appearance of text.
Enter the smallest font size to apply anti-aliasing.
Menu – Icons in menus
Causes icons as well as words to be visible in menus. Choice of Automatic, Hide or Show.
44 LibreOffice 4.2 Writer Guide

Font Lists – Show preview of fonts
Causes the font list to look like Figure 33, Left, with the font names shown as an example of
the font. With the option deselected, the font list shows only the font names, not their formatting
(Figure 33, Right). The fonts you will see listed are those that are installed on your system.
Fonts which are tuned for use with a specific script, such as Arabic, Hebrew, Malayalam, and
so on, now show an additional preview of some sample text in the target script.
Figure 33: Font list (Left) showing preview; (Right) without preview
Font Lists – Show font history
Causes the last five fonts you have assigned to the current document to be displayed at the top
of the font list.
Graphics output – Use hardware acceleration
Directly accesses hardware features of the graphical display adapter to improve the screen
display. Not supported on all operating systems and LibreOffice distributions.
Graphics output – Use Anti-Aliasing
Enables and disables anti-aliasing, which makes the display of most graphical objects look
smoother and with fewer artifacts. Not supported on all operating systems and LibreOffice
distributions.
Tip Press Shift+Ctrl+R to restore or refresh the view of the current document after
changing the anti-aliasing settings, to see the effect.
Mouse positioning
Specifies if and how the mouse pointer will be positioned in newly opened dialogs.
Middle mouse button
Defines the function of the middle mouse button.
•Automatic scrolling – dragging while pressing the middle mouse button shifts the view.
•Paste clipboard – pressing the middle mouse button inserts the contents of the “Selection
clipboard” at the cursor position.
The “Selection clipboard” is independent of the normal clipboard that you use by Edit >
Copy/Cut/Paste or their respective keyboard shortcuts. Clipboard and “Selection clipboard”
can contain different contents at the same time.
Chapter 2 Setting up Writer 45

Function Clipboard Selection clipboard
Copy content Edit > Copy or Ctrl+C Select text, table, or object.
Paste content Edit > Paste or Ctrl+V pastes
at the cursor position.
Clicking the middle mouse button
pastes at the mouse pointer position.
Pasting into another
document
No effect on the clipboard
contents.
The last marked selection is the
content of the selection clipboard.
Selection – Transparency
Determines the appearance of selected text or graphics, which appear on a shaded
background. To make the shaded background more or less dark, increase or decrease the
Transparency setting.
If you prefer selected material to appear in reversed color (typically white text on a black
background), deselect this option.
Print options
On the LibreOffice – Print page, set the print options to suit your default printer and your most
common printing method.
Figure 34: Choosing general printing options to apply to all LibreOffice components
The option PDF as Standard Print Job Format is not available on Windows. Select this option to
change the internal print job format from a Postscript document description to a PDF description.
This format has a number of advantages over Postscript. For more information, see
http://www.linuxfoundation.org/collaborate/workgroups/openprinting/pdf_as_standard_print_job_format
Deselecting this option reverts to the Postscript document workflow system.
In the Printer warnings section near the bottom of the page, you can choose whether to be warned
if the paper size or orientation specified in your document does not match the paper size or
orientation available for your printer. Having these warnings turned on can be quite helpful,
particularly if you work with documents produced by people in other countries where the standard
paper size is different from yours.
46 LibreOffice 4.2 Writer Guide

Tip
If your printouts are incorrectly placed on the page or chopped off at the top, bottom,
or sides or the printer is refusing to print, the most likely cause is page-size
incompatibility.
Paths options
On the LibreOffice – Paths page, you can change the location of files associated with, or used by,
LibreOffice to suit your working situation. In a Windows system, for example, you might want to
store documents by default somewhere other than My Documents.
To make changes, select an item in the list shown in Figure 35 and click Edit. On the Select Paths
dialog (not shown), add or delete folders as required, and then click OK to return to the Options
dialog. Note that many items can have at least two paths listed: one to a shared folder (which
might be on a network) and one to a user-specific folder (normally on the user’s personal
computer). Items with more than one path allowed will use an Edit Paths dialog (not shown).
Figure 35: Viewing the paths of files used by LibreOffice
Tip
You can use the entries in the LibreOffice – Paths dialog to compile a list of files,
such as those containing AutoText, that you need to back up or copy to another
computer.
Colors options
On the LibreOffice – Colors page, you can specify colors to use in LibreOffice documents. You
can select a color from a color table or selection list, edit an existing color, or define new colors.
These colors will then be available in color selection lists in LibreOffice.
For details on how to modify a color or create a new color, see Chapter 14, Customizing
LibreOffice, in the Getting Started guide.
Chapter 2 Setting up Writer 47

Figure 36: Defining colors to use in color lists in LibreOffice
Fonts options
You can define replacements for any fonts that might appear in your documents. If you receive
from someone else a document containing fonts that you do not have on your system, LibreOffice
will substitute fonts for those it does not find. You might prefer to specify a different font from the
one the program chooses.
Figure 37: Defining a font to be substituted for another font
On the LibreOffice – Fonts page:
1) Select Apply Replacement Table option.
2) Select or type the name of the font to be replaced in the Font box. (If you do not have this
font on your system, it will not appear in the drop-down list in this box, so you need to type
it in.)
48 LibreOffice 4.2 Writer Guide

3) In the Replace with box, select a suitable font from the drop-down list of fonts installed on
your computer.
4) The check mark to the right of the Replace with box turns green. Click on this check mark.
A row of information now appears in the larger box below the input boxes. Select Always to
replace the font, even if the original font is installed on your system. Select Screen only to
replace the screen font only and never replace the font for printing. The results of
combining these selections are given in Table 3. A listing in the display pane can be
removed by selecting it and clicking the red cross.
5) In the bottom section of the page, you can change the typeface and size of the font used to
display source code such as HTML and Basic (in macros).
Table 3: Font substitution replacement actions
Always
checkbox
Screen only
checkbox
Replacement action
checked blank Font replacement on screen and when printing, whether the font is
installed or not.
checked checked Font replacement only on screen, whether the font is installed or not.
blank checked Font replacement only on screen, but only if font is not available.
blank blank Font replacement on screen and when printing, but only if font is not
available.
Security options
Use the LibreOffice – Security page to choose security options for documents containing hidden
information and for opening documents that contain macros.
Figure 38: Choosing security options for opening and saving documents
Security Options and warnings
If you record changes, save multiple versions, or include hidden information or notes in your
documents, and you do not want some of the recipients to see that information, you can set
warnings to remind you to remove it, or you can have LibreOffice remove some of it
automatically. Note that (unless removed) much of this information is retained in a file whether
Chapter 2 Setting up Writer 49

the file is in LibreOffice’s default Open Document format, or has been saved to other formats,
including PDF.
Click the Options button to open a separate dialog with specific choices (Figure 39).
Passwords for web connections
You can enter a master password to enable easy access to websites that require a user name
and password. If you select the Persistently save passwords for web connections option, a
new dialog opens where you can specify the password. LibreOffice will securely store all
passwords that you use to access files from web servers. You can retrieve the passwords from
the list after you enter the master password.
Macro security
Click the Macro Security button to open the Macro Security dialog, where you can adjust the
security level for executing macros and specify trusted sources.
Certificate Path
Note This option appears only on Linux and Mac systems. On Windows, LibreOffice uses
the default Windows location for storing and retrieving certificates.
Users can digitally sign documents using LibreOffice. A digital signature requires a personal
signing certificate. Most operating systems can generate a self-signed certificate. However, a
personal certificate issued by an outside agency (after verifying an individual's identity) has a
higher degree of trust associated with it than does a self-signed certificate. LibreOffice does not
provide a secure method of storing these certificates, but it can access certificates that have
been saved using other programs. Click Certificate and select which certificate store to use.
Security options and warnings
The following options are on the Security options and warnings dialog (Figure 39).
Remove personal information on saving
Select this option to always remove user data from the file properties when saving the file. To
manually remove personal information from specific documents, deselect this option.
Figure 39: Security options and warnings dialog
50 LibreOffice 4.2 Writer Guide

Ctrl-click required to follow hyperlinks
The default behavior in LibreOffice is to Ctrl+click on a hyperlink to open the linked document.
Many people find creation and editing of documents easier when accidental clicks on links do
not activate the links. To set LibreOffice to activate hyperlinks using an ordinary click, deselect
this option.
The other options on this dialog should be self-explanatory.
Personalization
Using Personalization, you can add a theme to your LibreOffice installation. Choices on this page
are to not use a Theme, use a pre-installed Theme if one is available, select a Theme from the
Mozilla Firefox site, or add your own design. This option defaults to Pre-installed Theme at
installation time.
Figure 40: Personalization options
To install a Theme, click the Select Theme button to open the install dialog (Figure 41). From here
you can enter an address (URL) to the theme or click the Visit Firefox Themes button. An internet
connection is required for this process. Installation instructions are on this dialog.
Figure 41: Theme installation dialog
Full details about Themes are on the website: https://addons.mozilla.org/en-US/firefox/themes/
Figure 42: An example of an installed theme
Chapter 2 Setting up Writer 51

Appearance options
Writing, editing, and (especially) page layout are often easier when you can see the page margins
(text boundaries), the boundaries of tables and sections, grid lines, and other features. In addition,
you might prefer to use colors that are different from LibreOffice’s defaults for such items as
comment indicators or field shadings.
On the LibreOffice – Appearance page, you can specify which items are visible and the colors
used to display various items.
•To show or hide items such as text boundaries, select or deselect the options next to the
names of the items.
•To change the default colors for items, click the down-arrow in the Color setting column by
the name of the item and select a color from the list box. Note that you can change the list
of available colors as described in Chapter 14, Customizing LibreOffice, in the Getting
Started guide.
•To save your color changes as a color scheme, click Save… and you will be prompted for a
name.
Figure 43: Showing or hiding text, object, and table boundaries
Accessibility options
Accessibility options include whether to allow animated graphics or text, how long help tips remain
visible, some options for high contrast display, and a way to change the font for the user interface
of the LibreOffice program.
Accessibility support relies on the Java Runtime Environment for communication with assistive
technology tools. The Support assistive technology tools option is not shown on all LibreOffice
installations. See Assistive Tools in LibreOffice in the Help for other requirements and information.
Select or deselect the options as required.
52 LibreOffice 4.2 Writer Guide

Figure 44: Choosing accessibility options
Advanced options
Java options
If you install or update a Java Runtime Environment (JRE) after you install LibreOffice, or if you
have more than one JRE installed on your computer, you can use the LibreOffice – Advanced
options page to choose the JRE for LibreOffice to use.
Optional (unstable) options
Enable experimental features
Selecting this option enables features that are not yet complete or contain known bugs. The list
of these features is different version by version.
Enable macro recording (limited)
This option enables macro recording, with some limitations. Opening a window, switching
between windows, and recording in a different window to that in which the recording began, is
not supported. Only actions relating to document contents are recordable, so changes in
Options or customizing menus are not supported.
Expert Configuration button
Permits detailed changes to the LibreOffice configuration. Most users will have no need to use
this.
Choosing options for loading and saving documents
You can set the Load/Save options to suit the way you work.
If the Options dialog is not already open, click Tools > Options. Click the marker (+ or triangle) to
the left of Load/Save.
General
Most of the choices on the Load/Save – General page are familiar to users of other office suites.
Some items of interest are described below.
Chapter 2 Setting up Writer 53

Figure 45: Choosing Load and Save options
Load user-specific settings with the document
A LibreOffice document contains certain settings which are read from the user's system. When
you save a document, these settings are saved with it.
Select this option so that when a document loads, it ignores the stored settings in favor of the
settings on your computer.
Even if you do not select this option, some settings are taken from your LibreOffice installation:
•Settings available in File > Print > Options
•Name of Fax
•Spacing options for paragraphs before text tables
•Information about automatic updating for links, field functions and charts
•Information about working with Asian character formats.
The following settings are always loaded with a document, whether or not this option is
marked:
•Data source linked to the document and its view.
If you deselect this option, the user’s personal settings do not overrule the settings in the
document. For example, your choice (in the options for LibreOffice Writer) of how to update
links is affected by the Load user-specific settings option.
Load printer settings with the document
If enabled, the printer settings will be loaded with the document. This can cause a document to
be printed on a distant printer (perhaps in an office setting), if you do not change the printer
manually in the Print dialog. If disabled, your standard printer will be used to print this
document. The current printer settings will be stored with the document whether or not this
option is selected.
Save AutoRecovery information every __ Minutes
Choose whether to enable AutoRecovery and how often to save the information used by the
AutoRecovery process.
54 LibreOffice 4.2 Writer Guide

AutoRecovery in LibreOffice saves the information needed to restore all open documents in
case of a crash. If you have this option set, recovering your document after a system crash will
be easier.
Automatically save the document too
Specifies that LibreOffice saves all open documents when saving auto recovery information.
Uses the same time interval as AutoRecovery does.
Edit document properties before saving
If this option is selected, the document’s Properties dialog pops up to prompt you to enter
relevant information the first time you save a new document (or whenever you use Save As).
Always create backup copy
Saves the previous version of a document as a backup copy whenever you save a document.
Every time LibreOffice creates a backup copy, the previous backup copy is replaced. The
backup copy gets the extension BAK. Authors whose work may be very lengthy should always
consider using this option.
Save URLs relative to file system / to internet
Use these options to select the default for relative addressing of URLs in the file system and on
the Internet. Relative addressing is only possible if the source document and the referenced
document are both on the same drive.
A relative address always starts from the directory in which the current document is located. In
contrast, absolute addressing always starts from a root directory. The following table
demonstrates the difference in syntax between relative and absolute referencing:
Examples File system Internet
relative ../images/img.jpg ../images/img.jpg
absolute file:///c/work/images/img.jpg http://myserver.com/work/images/img.jpg
If you choose to save relatively, the references to embedded graphics or other objects in your
document will be saved relative to the location in the file system. In this case, it does not matter
where the referenced directory structure is recorded. The files will be found regardless of
location, as long as the reference remains on the same drive or volume. This is important if you
want to make the document available to other computers that may have a completely different
directory structure, drive or volume names. It is also recommended to save relatively if you
want to create a directory structure on an Internet server.
If you prefer absolute saving, all references to other files will also be defined as absolute,
based on the respective drive, volume or root directory. The advantage is that the document
containing the references can be moved to other directories or folders, and the references
remain valid.
Default file format and ODF settings
ODF format version. LibreOffice by default saves documents in Open Document Format
(ODF) version 1.2 Extended. While this allows for improved functionality, there may be
backwards compatibility issues. When a file saved in ODF 1.2 is opened in an earlier version of
LibreOffice (using ODF 1.0/1.1), some of the advanced features may be lost. Two notable
examples are cross-references to headings and the formatting of numbered lists. If you plan to
share documents with people who are still using older versions of LibreOffice, you may wish to
save the document using ODF version 1.0/1.1, even though some information will be lost.
Document type: The default is Text document. If you routinely share documents with users of
Microsoft Word, you might want to change the Always save as attribute for text documents to
one of the Word formats. Current versions of Microsoft Word can open ODF files, so this may
no longer be needed.
Chapter 2 Setting up Writer 55

Caution
If you need to save in Microsoft Word format, it is good practice to save in
LibreOffice (OpenDocument) format (ODT) first and then do a Save As from your
finished document to a Microsoft Word format. For best results, save to the DOC
and not the DOCX format. Saving first in ODT format gives you the option to redo
the document if the recipient of your document experiences trouble with the
Microsoft format.
VBA Properties
On the Load/Save – VBA Properties page, you can choose whether to keep any macros in
Microsoft Office documents that are opened in LibreOffice. These macros are disabled in
LibreOffice.
Figure 46: Choosing Load/Save VBA Properties
If you choose Load Basic code, you can edit the macros in LibreOffice. The changed code is
saved in an LibreOffice document but is not retained if you save into a Microsoft Office format.
If you are importing a Microsoft Word or Excel file containing VBA code, you can select the option
Executable code. Whereas normally the code is preserved but rendered inactive, with this option
the code is ready to be executed.
If you choose Save original Basic code, the macros are retained unchanged if you save the file
into Microsoft Office format.
Save original Basic code takes precedence over Load Basic code. If both options are selected
and you edit the disabled code in LibreOffice, the original Microsoft Basic code will be saved when
saving in a Microsoft Office format.
To remove any possible macro viruses from the Microsoft Office document, deselect Save original
Basic code. The document will be saved without the Microsoft Basic code.
Microsoft Office
On the Load/Save – Microsoft Office page, you can choose what to do when importing and
exporting Microsoft Office OLE objects (linked or embedded objects or documents such as
spreadsheets or equations).
Select the [L] check boxes to convert Microsoft OLE objects into the corresponding LibreOffice
OLE objects when a Microsoft document is loaded into LibreOffice (mnemonic: “L” for “load”).
56 LibreOffice 4.2 Writer Guide

Select the [S] check boxes to convert LibreOffice OLE objects into the corresponding Microsoft
OLE objects when a document is saved in a Microsoft format (mnemonic: “S” for “save”).
Figure 47: Choosing Load/Save Microsoft Office options
HTML compatibility
Choices made on the Load/Save – HTML Compatibility page (not shown) affect HTML pages
imported into LibreOffice and those exported from LibreOffice. See HTML documents;
importing/exporting in the Help, and the Getting Started book, for more information.
Choosing options for Writer
Settings chosen on the pages in the LibreOffice Writer section of the Options dialog determine how
your Writer documents look and behave while you are working on them.
If the Options dialog is not already open, click Tools > Options.
Click the marker (+ or triangle) by LibreOffice Writer on the left-hand side of the dialog. A list of
pages drops down (see Figure 48).
Figure 48: LibreOffice Writer options
Chapter 2 Setting up Writer 57

General options
The choices on the LibreOffice Writer – General page affect the updating of links and fields, the
units used for rulers and other measurements, and the default tab stop positions.
Figure 49: Choosing general options for Writer
Update links when loading
Depending on your work patterns, you may not want links to be updated when you load a
document. For example, if your file links to other files on a network, you won’t want those links
to try to update when you are not connected to the network.
Update fields and charts automatically
You may not want fields or charts to update automatically when you are working, because that
slows down performance.
Settings – Tab stops
The Tab stops setting specifies the distance the cursor travels for each press of the Tab key.
This setting is also used for the indent distance applied by the Increase Indent and Decrease
Indent buttons on the Formatting Toolbar, which affect the indentation of entire paragraphs.
Using the default tab stops to space out or indent material on a page is not recommended. If
you use the default tab interval and then send the document to someone who uses a different
default tab interval, then your tabbed material will be displayed using the other person’s default
tab settings. In addition, any changes to the default tab stops will change the existing default
tab stops in any document you open afterward, as well as tab stops you insert after making the
change.
To avoid these unwanted changes, define your own tabs in paragraph styles or individual
paragraphs (see “Defining your own tab stops and indents” in Chapter 3, Working with Text).
Word Count
Allows extra word boundary characters. This feature overrides long dash (—) and short dash
(–) to be word boundary characters for the purposes of counting words, and allows the user to
specify additional word boundary characters
58 LibreOffice 4.2 Writer Guide

View options
Two pages of options set the defaults for viewing Writer documents: View (described here) and
Formatting Aids (described below).
Enabling the Guides helps you to precisely position a drawing object on a page by providing
horizontal and vertical parallel lines the height and width of the object, across the complete working
area of the screen as the object is moved.
If the remaining items on the LibreOffice Writer – View page are not self-explanatory, you can
easily test their effects in a blank document.
This is a good page to check if, for example, you cannot see graphics on the screen or you see
field codes instead of the text or numbers you are expecting.
Figure 50: Choosing View options for Writer
Formatting Aids options
The display of symbols such as paragraph ends and tabs helps you when writing, editing, and
doing page layout. For example, you might want to know if any blank paragraphs or tabs are
included or if any tables or graphics are too wide and intrude into the margins of the page.
Selections here determine which symbols show when you select the Nonprinting Characters
button in the Standard Toolbar.
On the LibreOffice Writer – Formatting Aids page, select the required options.
Figure 51: Choosing Formatting Aids options
Chapter 2 Setting up Writer 59

Note
Direct cursor lets you enter text, images, tables, frames, and other objects in any
blank area in your document. Writer inserts blank paragraphs and tabs to position the
text or objects.
This feature is incompatible with rigorous use of styles and can lead to many
formatting oddities, so it should be avoided by professional writers.
Grid options
Specifying snap to grid can be very helpful when you are trying to align several objects such as
graphics or tables.
On the LibreOffice Writer – Grid page, you can choose whether to enable this feature and what
grid intervals to use. If the grid intervals (subdivisions) are too large, you may find that you do not
have enough control in placing the objects.
Figure 52: Choosing Grid options
Basic Fonts (Western) options
The default fonts specified on the LibreOffice Writer – Basic Fonts (Western) page (Figure 53)
apply to both Writer documents and HTML (Web) documents. They define the basic fonts for the
predefined templates. If you want to change the defaults, do so on this page. If you have Asian
language support enabled (see Figure 61 on page 67) there will be a page for Basic Fonts
(Asian) as well.
You can also modify specific templates (as described in Chapter 10) or choose other fonts for use
in specific documents, either by applying direct formatting or by defining and applying styles in
those templates and documents.
When choosing fonts on this page, you are not limited to single fonts or to the ones shown in the
drop-down list. You can specify a “font family” as a comma-separated set of fonts that includes
those suitable for Windows, Macintosh, Linux, and other operating systems. These choices are
particularly important in HTML documents.
If the document is viewed on a system that does not have the first font specified, it will use one of
the other fonts if that one is available. Otherwise, it will substitute a font that is available on the
system.
Type the list of fonts, separated by commas, in the boxes. If you want these defaults to apply to the
current document only, select that option. The Default button resets the values on this page to the
defaults installed with LibreOffice.
60 LibreOffice 4.2 Writer Guide

Figure 53: Choosing default fonts
Print options
On the LibreOffice Writer – Print page, you can choose which items are printed with the
document by default. These options are in addition to those on the LibreOffice – Print page
(Figure 37).
Figure 54: Choosing Print options for Writer
Some considerations:
•When you are working on drafts and you want to save printer ink or toner, you might want
to deselect some of the items in the Contents section.
•The Print text in black selection causes color text (but not graphics) to print as black on a
color printer; on a black-and-white printer, this option causes color text to print as solid
black instead of shades of gray (dithered).
•The Print text in black option has a different effect than the Convert colors to grayscale
option on the Options – LibreOffice – Print page (Figure 34), which prints all graphics as
grayscale on color printers. (On black-and-white printers, color in graphics normally prints
as grayscale.)
Chapter 2 Setting up Writer 61

•If you are printing double-sided on a non-duplexing printer, you might choose to print only
left or right pages, then turn the stack over and print the other pages.
Tip You can override any of these defaults when printing a document. Click File > Print,
then use the options on the various pages of the Print dialog.
Table options
On the LibreOffice Writer – Table page, you can specify the default behavior of tables.
Figure 55: Choosing default Table options
Some considerations:
•If most of your tables will require borders or headings, select those options. If most of your
tables are used for page layout, deselect borders and headings.
•Number recognition can be very useful if most of your tables contain numerical data;
Writer will recognize dates or currency, for example, and format the numbers appropriately.
However, if you want the numbers to remain as ordinary text, this feature can be quite
irritating, so you will want to deselect it.
•The Keyboard handling section specifies the distances that cells move when you use
keyboard shortcuts to move them and the size of rows and columns inserted using
keyboard shortcuts.
•The choices in the Behavior of rows/columns section determine the effects that changes to
rows or columns have on adjacent rows or columns and the entire table. You might need to
test these selections to fully understand the effects.
Changes options
If you plan to use the change-tracking feature of Writer, use the LibreOffice Writer – Changes
page to choose the way inserted and deleted material is marked, whether and how attribute
changes are marked, and whether and how change bars are marked in the margins.
62 LibreOffice 4.2 Writer Guide

Figure 56: Choosing options for tracking changes
Compatibility options
Do you need to import Microsoft Word documents into LibreOffice Writer? If so, you might want to
select some or all of the settings on the LibreOffice Writer – Compatibility page (Figure 57). If
you are not sure about the effects of these settings, leave them as the defaults provided by
LibreOffice. For information about the settings not described below, see the Help. All settings
selected will apply to the current document.
Figure 57: Choosing compatibility options
Use printer metrics for document formatting
If this option is selected, the printer specified for the document determines how the document is
formatted for viewing on screen. The line breaks and paragraph breaks you see on screen
match those that apply when the document is printed on that printer.
This setting can be useful when several people are reviewing a document that will eventually
be printed on a specific printer or when the document is exported to PDF (a process that uses
“Adobe PDF” as the printer).
Chapter 2 Setting up Writer 63

If this option is not selected, a printer-independent layout will be used for screen display and
printing.
Add spacing between paragraphs and tables (in current document)
In LibreOffice Writer, paragraph spacing is defined differently than it is in MS Word documents.
If you have defined spacing between two paragraphs or tables, spacing is also added in the
corresponding MS Word documents.
If this option is selected, Microsoft Word-compatible spacing is added between paragraphs and
tables in LibreOffice Writer documents.
Add paragraph and table spacing at tops of pages (in current document)
You can define paragraphs to have space appear before (above) them. If this option is
selected, any space above a paragraph will also appear if the paragraph is at the beginning of
a page or column, if the paragraph is positioned on the first page of the document, or after a
manual page break.
If you import a Microsoft Word document, the spaces are automatically added during the
conversion.
Add paragraph and table spacing at bottom of table cells
Specifies that the bottom spacing is added to a paragraph, even when it is the last paragraph in
a table cell.
Use as Default
Click this button to use the current settings on this page as the default in LibreOffice.
AutoCaption options
Do you want LibreOffice to automatically insert captions for tables, pictures, frames, and OLE
objects that have been inserted in a Writer document?
Note
You may not always want captions for every table, for example, if you use tables for
layout as well as for tables of data. You can always add captions to individual tables,
graphics, or other objects (right-click > Caption).
If you do want automatic captions on one or more object types, use the options on the LibreOffice
Writer > AutoCaption page. Enable the check box next to an object you want to be automatically
captioned (LibreOffice Writer Picture in the example shown).With the item highlighted, specify
the characteristics of the caption.
The supplied categories for captions are Drawing, Illustration, Table, and Text. However, you are
not limited to the supplied categories. If you want to use another name (for example, Figure) for
the caption label, type the required term in the box. In the example shown, Figure has been added
to the list.
Additional information about numbering captions by chapter, character styles, frame styles, and
other items on the AutoCaption page, is given in later chapters in the Writer Guide.
64 LibreOffice 4.2 Writer Guide

Figure 58: Setting up a new category for automatic captions on graphics
Mail Merge E-mail options
You can produce form letters using Writer and then use the mail merge function to personalize
those letters and send them to a number of addresses taken from a data source, such as an
address book. Mail merged documents can be printed and mailed, or sent by e-mail. (See Chapter
11, Using Mail Merge, for details.)
Use the LibreOffice Writer – Mail Merge E-mail page to set up the user and server information
for sending form letters by e-mail. If you are not sure what information to put in any of the fields,
consult your e-mail program or your Internet service provider.
Figure 59: Specifying settings for use when e-mailing mail-merged form letters
Chapter 2 Setting up Writer 65

Choosing options for HTML documents
You can configure LibreOffice to treat HTML documents in Writer differently than regular
documents.
1) If the Options dialog is not already open, click Tools > Options.
2) Click the expansion symbol (+ sign or triangle) by LibreOffice Writer/Web on the left-hand
side of the Options dialog. A list of pages drops down.
Here you can customize settings related to printing, formatting aids, view options, table defaults,
the grid, and a default background for HTML documents you're working with in Writer.
The pages for View, Formatting Aids, Grid, Print, and Table are similar to the pages described
above under LibreOffice Writer, but are for Writer/Web HTML pages instead.
The Background page allows you to specify the default background color for documents in
Writer/Web. The background is valid for both new HTML documents and for those that you load, as
long as these have not defined their own background.
Choosing language settings
You may need to do several things to set the language settings to what you want:
•Install the required dictionaries
•Change some locale and language settings
•Choose spelling options
Install the required dictionaries
LibreOffice automatically installs several dictionaries with the program. To add other dictionaries,
be sure you are connected to the Internet, and then use Tools > Language > More Dictionaries
Online. LibreOffice will open your default web browser to a page containing links to additional
dictionaries that you can install. Follow the prompts to select and install the ones you want.
Change some locale and language settings
You can change some details of the locale and language settings that LibreOffice uses for all
documents or for specific documents.
In the Options dialog, choose Language Settings > Languages. Click the expansion symbol (+
sign or triangle). The exact list shown depends on the Enhanced language support settings (see
Figure 61).
Figure 60: LibreOffice language options, with Asian language
options enabled on the right side
66 LibreOffice 4.2 Writer Guide

On the right-hand side of the Language Settings – Languages page (Figure 61), change the
User interface, Locale setting, Default currency, and the settings under Default languages for
documents as required. In the example, English (USA) has been chosen for all the appropriate
settings.
If you want the language setting to apply to the current document only, instead of being the default
for all new documents, select For the current document only.
If necessary, select the options to enable support for Asian languages (Chinese, Japanese,
Korean) and support for CTL (complex text layout) languages such as Hindi, Thai, Hebrew, and
Arabic. If you choose either of these options, the next time you open the Options dialog, you will
see some extra pages under Language Settings, as shown in the right side of Figure 60. These
pages (Searching in Japanese, Asian Layout, and Complex Text Layout) are not discussed here.
Figure 61: Choosing language options
Choose spelling options
To choose the options for checking spelling, choose Language Settings > Writing Aids. In the
Options section of the page, choose the settings that are useful for you.
Some considerations:
•If you do not want spelling checked while you type, deselect Check spelling as you type.
This option can also be deselected using the AutoSpellcheck button on the Standard
Toolbar.
•If you want grammar to be checked as you type, you must have Check spelling as you
type enabled too.
•If you use a custom dictionary that includes words in all uppercase and words with
numbers (for example, AS/400), select Check uppercase words and Check words with
numbers.
•Check special regions includes headers, footers, frames, and tables when checking
spelling.
Here you can also check which of the user-defined (custom) dictionaries are active, or you can add
or remove user installed dictionaries by clicking the New or Delete buttons. Dictionaries installed
by the system cannot be deleted.
Chapter 2 Setting up Writer 67

Figure 62: Choosing languages, dictionaries, and options for checking spelling
English sentence checking
On the Language Settings > English sentence checking page, you can choose which items are
checked for, reported to you, or converted automatically. This menu is also found in the English
dictionaries extension installed by default by LibreOffice. Select Tools > Extension Manager,
select the English spelling dictionaries and click the Options button to reveal the menu. Select
which of the optional features you wish to check.
After selecting the additional grammar checks, you must restart LibreOffice, or reload the
document, for them to take effect.
Figure 63: Choosing options for checking sentences in English
Grammar checking
Possible mistakes
Checks for things such as; with it's, he don't, this things and so on.
Capitalization
Checks for the capitalization of sentences. The sentence boundary detection depends on
abbreviations.
68 LibreOffice 4.2 Writer Guide

Word duplication
Checks for all word duplication, increased from the default number of words checked.
Parentheses
Checks for pairs of parentheses and quotation marks.
Punctuation
Word spacing
This option is selected by default. It checks for single spaces between words, indicating
instances of double or triple spaces, but not of more than that.
Sentence spacing
Checks for single spacing between sentences, indicating when one or two extra spaces are
found.
More spaces
Checks word and sentence spacing for more than two extra spaces.
Em dash; En dash
These options force a non-spaced em dash to replace a spaced en dash, or force a spaced en
dash to replace a non-spaced em dash, respectively.
Quotation marks
Checks for correct typographical double quotation marks.
Multiplication sign
This option is selected by default. It replaces an 'x' used as a multiplication symbol with the
correct typographical symbol.
Apostrophe
Replaces an apostrophe with the correct typographical character.
Ellipsis
Replaces three consecutive periods (full stops) with the correct typographical symbol.
Minus sign
Replaces a hyphen with the correct minus typographical character.
Others
Convert to metric; Convert to non-metric
Converts quantities in a given unit to quantities in the other type of unit: metric to imperial or
imperial to metric.
Thousands separation of large numbers
Converts a number with five or more significant digits to a common format, that is one which
uses the comma as a thousands separator, or to the ISO format which uses a narrow space as
a separator.
Chapter 2 Setting up Writer 69

Controlling Writer’s AutoCorrect functions
Some people find some or all of the items in Writer’s AutoCorrect feature annoying because Writer
changes what you type when you do not want it changed. Many people find some of the
AutoCorrect functions quite helpful; if you do, then select the relevant options. But if you find
unexplained changes appearing in your document, this is a good place to look to find the cause.
To open the AutoCorrect dialog, choose Tools > AutoCorrect Options. (You need to have a
document open for this menu item to appear.) In Writer, this dialog has five tabs. Many of the
options are described in Chapter 3, Working with Text, in this book.
Figure 64: The AutoCorrect dialog in Writer
70 LibreOffice 4.2 Writer Guide

Chapter 3
Working with Text

Introduction
This chapter covers the basics of working with text in Writer, the word-processing component of
LibreOffice. It assumes that you are familiar with the use of a mouse and keyboard and that you
have read about Writer’s menus and toolbars and other topics covered in Chapter 1, Introducing
Writer.
We recommend that you also follow the suggestions in Chapter 2, Setting up Writer, about
displaying formatting aids, such as end-of-paragraph marks, and selecting other setup options.
When you have read this chapter, you should know how to:
•Select, cut, copy, paste, and move text
•Find and replace text
•Insert special characters
•Format paragraphs and characters
•Create numbered or bulleted lists
•Check spelling and grammar, use the thesaurus, and choose hyphenation options
•Use the autocorrection, word completion, autotext, and line numbering features
•Track changes, undo and redo changes, and insert comments
•Link to other parts of a document
Selecting text
Before you can do anything with text, you need to select it. Selecting text in Writer is similar to
selecting text in other applications.
In addition to selecting blocks of text, you can select items that are not consecutive, and columns
(vertical blocks) of text.
Selecting items that are not consecutive
To select nonconsecutive items (as shown in Figure 65) using the mouse:
1) Select the first piece of text.
2) Hold down the Ctrl key and use the mouse to select the next piece of text.
3) Repeat as often as needed.
Now you can work with the selected text (copy it, delete it, change the style, and so on).
To select nonconsecutive items using the keyboard:
1) Select the first piece of text. (For more information about keyboard selection of text, see the
topic “Navigating and Selecting with the Keyboard” in the LibreOffice Help (F1).)
2) Press Shift+F8. This puts Writer in “Adding selection” mode.
3) Use the arrow keys to move to the start of the next piece of text to be selected. Hold down
the Shift key and select the next piece of text.
4) Repeat as often as required.
Now you can work with the selected text.
Press Esc to exit from this mode.
72 LibreOffice 4.2 Writer Guide

Figure 65: Selecting items that are not next to each other
Selecting a vertical block of text
You can select a vertical block or “column” of text that is separated by spaces or tabs (as you might
see in text pasted from e-mails, program listings, or other sources), using LibreOffice’s block
selection mode. To change to block selection mode, use Edit > Selection Mode > Block Area, or
press Ctrl+F8, or click on the Selection icon in the status bar and select Block selection from the
list.
Now you can highlight the selection, using mouse or keyboard, as shown in Figure 66.
Figure 66: Selecting a vertical block of text
Cutting, copying, and pasting text
Cutting and copying text in Writer is similar to cutting and copying text in other applications. You
can copy or move text within a document, or between documents, by dragging or by using menu
selections, icons, or keyboard shortcuts. You can also copy text from other sources such as Web
pages and paste it into a Writer document.
To move (drag and drop) selected text using the mouse, drag it to the new location and release it.
To copy selected text, hold down the Ctrl key while dragging. The text retains the formatting it had
before dragging.
To move (cut and paste) selected text, use Ctrl+X to cut the text, insert the cursor at the paste-in
point and use Ctrl+V to paste. Alternatively, use the buttons on the Standard toolbar.
Chapter 3 Working with Text 73

When you paste text, the result depends on the source of the text and how you paste it. If you click
on the Paste button, then the pasted text keeps its original formatting (such as bold or italics). Text
pasted from Web sites and other sources may also be placed into frames or tables. If you do not
like the results, click the Undo button or press Ctrl+Z.
To make the pasted text take on the formatting of the surrounding text:
•Choose Edit > Paste Special, or
•Click the arrow on the combination Paste button, or
•Click the Paste button without releasing the left mouse button.
Then select Unformatted text from the resulting menu.
The range of choices on the Paste Special menu varies depending on the origin and formatting of
the text (or other object) to be pasted. See Figure 67 for an example with text on the clipboard.
Figure 67: Paste Special menu
Finding and replacing text and formatting
Writer has two ways to find text within a document: the Find toolbar for fast searching and the Find
& Replace dialog. In the dialog, you can:
•Find and replace words and phrases
•Use wildcards and regular expressions to fine-tune a search
•Find and replace specific attributes or formatting
•Find and replace paragraph styles
Using the Find toolbar
If the Find toolbar is not visible, you can display it by choosing View > Toolbars > Find from the
Menu bar or by pressing Ctrl+F. The Find toolbar is shown docked at the bottom of the LibreOffice
window (just above the Status Bar) in Figure 68, but you can float it or dock it in another location.
For more information on floating and docking toolbars, see Chapter 1, Introducing Writer.
Figure 68: Docked position of Find toolbar
74 LibreOffice 4.2 Writer Guide

To use the Find toolbar, click in the text input box and type your search text, then press Enter to
find the next occurrence of that term from the current cursor position. Click the Find Next or Find
Previous buttons as needed.
Click the Find All button to select all instances of the search term within the document. Select
Match Case to find only the instances that exactly match the search term. Click the button next to
Match Case ( ) to open the Find & Replace dialog and still keep the Find toolbar open.
The Find toolbar can be closed by clicking the red X button on the left, or by pressing Esc on the
keyboard when the text cursor is in the search box. Ctrl+F toggles the Find toolbar off and on.
Using the Find & Replace dialog
To display the Find & Replace dialog, use the keyboard shortcut Ctrl+H, or choose Edit > Find &
Replace from the Menu bar, or click the Find and Replace button ( ) on the Find toolbar. Once
opened, optionally click the Other Options symbol to expand the dialog (see Figure 69). Click the
button again to reduce the dialog options.
Figure 69: Expanded Find & Replace dialog
To use the Find & Replace dialog:
1) Type the text you want to find in the Search for box.
2) To replace the text with different text, type the new text in the Replace with box.
3) You can select various options, such as matching the case or matching whole words only.
Among the Other Options, choices include searching only in selected text, searching from
the current cursor position backwards toward the beginning of the file, or searching for
similar words.
Chapter 3 Working with Text 75

•Select Similarity search and click the button to the right to open a dialog in which
you can modify the text search by length and number of characters different from
the search term (see Figure 70).
•Select Combine to combine settings to modify the search.
•Select Comments to enables searching in comments text.
See the following sections for some other options choices.
4) When you have set up your search, click Find. As the document view moves to each found
instance, replace the text by clicking Replace.
Figure 70: Similarity search dialog
Tip If you click Find All, Writer selects all instances of the search text in the document.
Similarly, if you click Replace All, Writer replaces all matches.
Caution Use Replace All with caution; otherwise, you may end up with some highly
embarrassing (and hilarious) mistakes. A mistake with Replace All might require a
manual, word-by-word, search to fix.
Finding and replacing specific attributes and formatting
A very powerful use of Find & Replace takes advantage of the Attributes and Format options. For
example, you might want to replace underlined words with italics.
To find document attributes:
1) On the Find & Replace dialog (with Other Options displayed, as in Figure 69), click the
Attributes button.
76 LibreOffice 4.2 Writer Guide

2) Select the attribute you wish to search for from the list in the Attributes dialog and click OK.
The names of the selected attributes appear under the Search for box. For example, to
search for text that has been changed from the default font color, select the Font Color
attribute.
3) Click Find to search the document.
To find specific formatting, open the Find & Replace dialog (with Other Options displayed, as in
Figure 69):
1) To search for text with specific formatting, enter the text in the Search for box. To search for
specific formatting only, delete any text in the Search for box.
2) Click Format to display the Text Format (Search) dialog. The tabs on this dialog are similar
to those on the Paragraph and Paragraph Style dialogs.
3) Choose the formats you want to search for and then click OK. The names of the selected
formats appear under the Search for box. For example, you might search for all text in 14-
point bold Times New Roman. The option Search for Paragraph Styles, changes to
Including Styles.
4) To replace the format, click in the Replace with text box, choose the format to use, and
then click OK. The format selected will be displayed below this text box. To replace text as
well as formatting, type the replacement text in the Replace with box.
To search for specific text with specific formatting (for example, the word hello in bold),
specify the formatting, type the text in the Search for box and leave the Replace with box
blank.
To remove specific character formatting, click Format, select the Font tab, then select the
opposite format (for example, No Bold). The No Format button on the Find & Replace
dialog clears all previously selected formats.
5) Click Find, Find All, Replace, or Replace All.
Tip
Unless you plan to search for other text using those same attributes, click No
Format to remove the attributes after completing your search. If you forget to do
this, you may wonder why your next search fails to find words you know are in the
document.
Chapter 3 Working with Text 77

Finding and replacing paragraph styles
If you combine material from several sources, you may discover that lots of unwanted paragraph
styles have suddenly shown up in your document. To quickly change all the paragraphs from one
(unwanted) style to another (preferred) style:
1) On the expanded Find & Replace dialog (Figure 69), select Search for Paragraph Styles.
(If you have attributes specified, this option is labeled Including Styles. Select No Format to
remove any attributes and return the option to Search for Paragraph Styles.) The Search
for and Replace with boxes now contain a list of styles in use in the document.
2) Select the styles you want to search for and replace.
3) Click Find, Find All, Replace, or Replace All.
Repeat steps 2 and 3 for each style that you want to replace.
Finding and replacing special characters
To enter special characters into the Search for and Replace with text input boxes, select the text
box and press Ctrl+Shift+S. Select the required character from the Special Characters dialog and
click OK. This version of the Special Characters dialog only permits a single character to be
selected and does not allow the font family to be selected.
Using wildcards and regular expressions
Most users will be familiar with the concept of a wildcard—a special character that represents one
or more unspecified characters. Wildcards make text searches more powerful but often less
specific. LibreOffice enables you to use combinations of characters known as regular expressions
which are more specific than simple wildcards but less so than a literal string. Regular expressions
are very powerful but not very intuitive. They can save time and effort by combining multiple finds
into one.
Table 4 shows a few of the regular expressions used by LibreOffice.
Tip The online help describes many more regular expressions and their uses.
To use wildcards and regular expressions when searching and replacing:
1) On the Find & Replace dialog, click Other Options to see more choices. On this expanded
dialog (Figure 69), select the Regular expressions option.
2) Type the search text, including the wildcards, in the Search for box and the replacement
text (if any) in the Replace with box. Not all regular expressions work as replacement
characters; the line break (\n) is one that does work.
3) Click Find, Find All, Replace, or Replace All (not recommended).
Note
To search for a character that is defined as a wildcard, type a backslash (\) before
the character to indicate that you are using it literally. For example, to find the text
$5.00, you would conduct a search using \$5\.00.
78 LibreOffice 4.2 Writer Guide

Table 4: Examples of search wildcards (regular expressions)
To find Use this
expression Examples and comments
Any single character . (a period or
full stop)
b.d finds bad, bud, bid, and bed.
One of the specified
characters
[xyz] b[iu]n finds bin and bun.
Any single character in
this range
[x-y] [r-t]eed finds reed, seed, and teed; ranges must be in
alphabetically ascending order.
Any single character
except the characters
inside the brackets
[^x] p[^a]st finds post and pest, but not past.
The beginning of a word \<start \<log finds logbook and logistics, but not catalog.
The end of a word end\> log\> finds catalog, but not logistics.
A paragraph marker $ Does not work as a replacement character. Use \n
instead.
A line break \n Finds a line break that was inserted with Shift+Enter.
When used as a replacement character, it inserts a
paragraph marker.
Inserting special characters
A special character is one not found on a standard English keyboard. For example, © ¾ æ ç Ł ñ ö
ø ¢ are all special characters. To insert a special character:
1) Place the cursor in your document where you want the character to appear.
2) Click Insert > Special Character to open the Special Characters dialog (Figure 71).
3) Select the characters (from any font or mixture of fonts) you wish to insert, in order; then
click OK. The selected characters are shown in the lower left of the dialog. As you select
each character, it is shown on the right, along with the numerical code for that character.
Tip Different fonts include different special characters. If you do not find a particular
special character you want, try changing the Font selection.
Inserting non-breaking spaces and hyphens
Non-breaking spaces
To prevent two words from being separated at the end of a line, press Ctrl+Shift when you type
the space between the two words.
Non-breaking hyphen
You can use a non-breaking hyphen in cases where you do not want the hyphen to appear at
the end of a line, for example in a number such as 123-4567. To insert a non-breaking hyphen,
press Shift+Ctrl+minus sign.
These are also available through Insert > Formatting Mark.
Chapter 3 Working with Text 79

Figure 71: The Special Characters dialog, where you can insert special characters
Inserting en and em dashes
To enter en and em dashes, you can choose the Replace dashes option under Tools >
AutoCorrect Options (Figure 83 on page 87). This option replaces two hyphens, under certain
conditions, with the corresponding dash.
In Table 5, the A and B represent text consisting of letters A to z or digits 0 to 9.
Table 5: Inserting dashes
Text that you type Result
A - B (A, space, hyphen, space, B) A – B (A, space, en dash, space, B)
A -- B (A, space, hyphen, hyphen, space, B) A – B (A, space, en dash, space, B)
A--B (A, hyphen, hyphen, B) A—B (A, em dash, B)
A-B (A, hyphen, B) A-B (unchanged)
A -B (A, space, hyphen, B) A -B (unchanged)
A --B (A, space, hyphen, hyphen, B) A –B (A, space, en dash, B)
Another means of inserting en or em dashes is through the Insert > Special Characters menu.
Select the U+2013 or U+2014 character (found in the General punctuation subset), respectively.
A third method uses keyboard shortcuts. These shortcuts vary depending on your operating
system, as described on the next page.
80 LibreOffice 4.2 Writer Guide

Tip
You can also record macros to insert en and em dashes and assign those macros to
unused key combinations, for example Ctrl+Shift+N and Ctrl+Shift+M. For more
information, see Chapter 17, Customizing Writer.
Windows
On most non-Asian installations of Windows, hold down one of the Alt keys and type on the
numeric keypad: 0150 for an en dash or 0151 for an em dash. The dash appears when you
release the Alt key.
Tip
On a keyboard with no numeric keypad, use a Fn (Function) key combination to
type the numbers. (The Fn key is usually to the right of the left-hand Ctrl key on
the keyboard.)
For example, on a US keyboard layout, the combination for an en dash should be
Alt+Fn+mjim and for an em dash it should be Alt+Fn+mjij.
Linux
Hold down the Compose key and type two hyphens and a period for an en dash, or three
hyphens for an em dash. The dash appears when you release the Compose key.
Tip
The key that operates as a Compose key varies with the Linux distribution. It is
usually one of the Alt or Win keys, but may be another key, and should be user-
selectable.
Mac OS X
Hold down the Option (Alt) key and type a hyphen for an en dash. For an em dash, the
combination is Shift+Option+Hyphen.
Formatting paragraphs
You can apply many formats to paragraphs using the buttons on the Formatting toolbar. Figure 72
shows the Formatting toolbar as a floating toolbar, customized to show only the buttons for
paragraph formatting. If you have Asian or Complex Text Layout language support enabled, two
additional buttons are available: Left-to-Right and Right-to-Left. The appearance of the icons may
vary with your operating system and the selection of icon size and style in Tools > Options >
LibreOffice > View.
Tip
The use of paragraph styles is highly recommended as an alternative to manually
formatting paragraphs, especially for long or standardized documents. For
information on styles and how to use them, see Chapters 6 and 7 in this book.
Caution Manual formatting (also called direct formatting) overrides styles, and you cannot
get rid of the manual formatting by applying a style to it.
To remove manual formatting, select the text, right-click, and choose Clear Direct
Formatting from the context menu. Alternatively, use Ctrl+M.
Chapter 3 Working with Text 81

1Open Styles and
Formatting Window
5Align Right 10 Numbering On/Off
6Justified 11 Bullets On/Off
2Apply Style 7Line Spacing: 1 12 Decrease Indent
3Align Left 8Line Spacing: 1.5 13 Increase Indent
4Centered 9Line Spacing: 2 14 Paragraph format dialog
Figure 72: Formatting toolbar, showing icons for paragraph formatting
Formatting can also be carried out using the Sidebar (View > Sidebar). The Sidebar opens with
the Properties deck selected by default. Click the Panel Open (+) button to open the panels if
necessary.
The Paragraph panel contains most of the controls that are described above for the Formatting
toolbar. Figure 73 shows the Paragraph panel on the Properties deck containing those formatting
controls. Clicking the down-arrow of a composite button opens the control for further choices, such
as fixed line spacing, or color palette. The Line Spacing submenu is shown in Figure 74.
Click the More Options button to open the Paragraph Style dialog.
1Align Left 8Increase Spacing 15 Indent From Left
2Align Center 9Decrease Spacing 16 Indent From Right
3Align Right 10 Increase Indent 17 Indent First Line
4Align Justified 11 Decrease Indent 18 Line Spacing composite
button
5Bullets composite button 12 Hanging Indent 19 More Options button –
opens Paragraph dialog
6Numbering composite
button
13 Above Paragraph
Spacing
7Paragraph Background
Color
14 Below Paragraph Spacing
Figure 73: Paragraph panel of the Properties deck in the Sidebar
82 LibreOffice 4.2 Writer Guide

Figure 74: Line spacing submenu
Figure 75 shows examples of the alignment options applied to text.
Figure 75: Text alignment options
When using justified text, the last line is by default aligned to the left. However, you can also align
the last line to the center of the paragraph area or justify it so that spaces are inserted between the
words in order to fill the whole line. If you select the Expand single word option, then whenever
the last line of a justified paragraph consists of a single word, this word is stretched by inserting
spaces between characters so that it occupies the full length of the line. Figure 76 shows an
example of the effect obtained when setting each of these options.
Figure 76: Four choices for the last line of a justified paragraph
These options are controlled in the Alignment page of the Paragraph dialog, reached by choosing
Format > Paragraph from the Menu bar, or by right-clicking in the paragraph and selecting
Paragraph from the context menu, or by clicking the More Options button on the Paragraph panel
in the Properties deck of the Sidebar.
Chapter 3 Working with Text 83

Figure 77: Options for the last line of a justified paragraph
Setting tab stops and indents
The horizontal ruler shows the tab stops. Any tab stops that you have defined will overwrite the
default tab stops. Tab settings affect indentation of full paragraphs (using the Increase Indent and
Decrease Indent buttons on the Formatting toolbar) as well as indentation of parts of a paragraph
(by pressing the Tab key on the keyboard).
Using the default tab spacing can cause formatting problems if you share documents with other
people. If you use the default tab spacing and then send the document to someone else who has
chosen a different default tab spacing, tabbed material will change to use the other person’s
settings. Instead of using the defaults, define your own tab settings, as described in this section.
To define indents and tab settings for one or more selected paragraphs, double-click on a part of
the ruler that is not between the left and right indent icons to open the Indents & Spacing page of
the Paragraph dialog. Double-click anywhere between the left and right indent icons on the ruler to
open the Tabs page of the Paragraph dialog.
Figure 78: Specifying tab stops and fill characters
A better strategy is to define tabs for the paragraph style. Refer to Chapters 6 and 7 for more about
paragraph styles.
84 LibreOffice 4.2 Writer Guide

Tip Using tabs to space out material on a page is not recommended. Depending on
what you are trying to accomplish, a table is usually a better choice.
Changing the default tab stop interval
Note
Any changes to the default tab setting will affect the existing default tab stops in
any document you open afterward, as well as tab stops you insert after making the
change.
To set the measurement unit and the spacing of default tab stop intervals, go to Tools > Options >
LibreOffice Writer > General.
Figure 79: Selecting a default tab stop interval
You can also set or change the measurement unit for rulers in the current document by right-
clicking on the ruler to open a list of units, as shown in Figure 80 for the horizontal ruler. Click on
one of them to change the ruler to that unit. The selected setting applies only to that ruler.
Figure 80: Changing the measurement unit for a ruler
Formatting characters
You can apply many formats to characters using the buttons on the Formatting toolbar, or those in
the Characters panel of the Properties deck of the Sidebar. Figure 81 shows the Formatting toolbar
customized to show only the buttons for character formatting. Figure 82 Shows the Character
panel in the Properties deck of the Sidebar. Clicking the down-arrow of a composite button opens
the control for further choices, such as line styles or color palette. The appearance of the buttons
may vary with your operating system and the selection of icon size and style in Tools > Options >
LibreOffice > View.
It is highly recommended that you use character styles rather than manually formatting characters.
For information on styles and how to use them, see Chapters 6 and 7.
Tip
To remove manual formatting, select the text and choose Format > Clear Direct
Formatting from the Menu bar, or right-click and choose Clear Direct Formatting
from the context menu, or use Ctrl+M from the keyboard.
Chapter 3 Working with Text 85

1Open Styles and Formatting
Window
6Italic 12 Font Color composite button
7Underline 13 Highlighting composite button
2Apply Style 8Superscript 14 Background Color composite button
3Font Name 9Subscript 15 Open Character Format Dialog
4Font Size 10 Increase Font
5Bold 11 Reduce Font
Figure 81: Formatting toolbar, showing buttons for character formatting
1Font name 6Strikethrough 11 Highlight – composite
button
2Font size 7Shadow 12 Character Spacing
composite button
3Bold 8Increase Font 13 Superscript
4Italic 9Reduce Font 14 Subscript
5Underline composite
button
10 Font Color composite
button
15 More Options – opens
Character dialog
Figure 82: Character panel in the Properties deck of the Sidebar
Autoformatting
You can set Writer to automatically format parts of a document according to the choices made on
the Options page of the AutoCorrect dialog (Tools > AutoCorrect Options).
The Help describes each of these choices and how to activate the autoformats. Some common
unwanted or unexpected formatting changes include:
•Horizontal lines. If you type three or more hyphens (---), underscores (_ _ _) or equal
signs (===) on a line and then press Enter the paragraph is replaced by a horizontal line as
wide as the page. The line is actually the lower border of the preceding paragraph.
•Bulleted and numbered lists. A bulleted list is created when you type a hyphen (-), asterisk
(*), or plus sign (+), followed by a space or tab at the beginning of a paragraph. A
numbered list is created when you type a number followed by a period (.), followed by a
space or tab at the beginning of a paragraph. Automatic numbering is only applied to
paragraphs formatted with the Default, Text body or Text body indent paragraph styles.
86 LibreOffice 4.2 Writer Guide

Figure 83: Autoformat choices on the Options page of the AutoCorrect dialog
Tip If you notice unexpected formatting changes occurring in your document, this is the
first place to look for the cause.
To automatically format the file according to the options you have set, choose Format >
AutoCorrect and select or deselect the items on the submenu.
While Typing
Automatically formats the document while you type.
Apply
Automatically formats the document.
Apply and Edit Changes
Automatically formats the file and then opens a dialog where you can accept or reject the
changes.
AutoCorrect Options
Opens the AutoCorrect dialog (Figure 83).
Chapter 3 Working with Text 87

Creating numbered or bulleted lists
There are several ways to create numbered or bulleted lists:
•Use autoformatting, as described above.
•Use list (numbering) styles, as described in Chapters 6 and 7 in this book.
•Use the Numbering and Bullets buttons on the Formatting toolbar (see Figure 72) or on
the Paragraph panel of the Properties deck of the Sidebar (see Figure 73). This method is
described here.
To produce a numbered or bulleted list, select the paragraphs in the list and then click on the
appropriate button on the Paragraph panel or the toolbar.
Note It is a matter of personal preference whether you type your information first, then
apply Numbering/Bullets or apply these as you type.
Using the Bullets and Numbering toolbar
You can create a nested list (where one or more list items has a sub-list under it, as in an outline)
by using the buttons on the Bullets and Numbering toolbar (Figure 84). You can move items up or
down the list, or create subpoints, and even change the style of bullets. Use View > Toolbars >
Bullets and Numbering to see the toolbar.
Tip To move a list entry up, together with all of its sub-entries, click the Promote One
Level With Subpoints button.
1Promote One Level 5Insert Unnumbered Entry 8Move Up with Subpoints
2Demote One Level 9Move Down with Subpoints
3Promote One Level with
Subpoints
6Move Up 10 Restart Numbering
4Demote One Level with
Subpoints
7Move Down 11 Bullets and Numbering
Figure 84: Bullets and Numbering toolbar
If you create a nested list using the buttons on this toolbar, all the levels of the list (up to 10) apply
the same numbering (or bullet). However, in many circumstances you will want to use a
combination of numbering formats and bullets when creating nested lists. Such lists, with a mixture
of numbering formats and bullets, can be easily configured as described in the following example.
Additional information on lists, in particular the technique to create your own list style, is described
in Chapter 7, Working with Styles.
88 LibreOffice 4.2 Writer Guide

Tip
When creating nested lists, one option is to enter all the list paragraphs first and
apply the levels afterwards.
You can use keyboard shortcuts to move paragraphs up or down the outline levels.
Place the cursor at the beginning of the numbered paragraph and press:
Tab Down a level
Shift+Tab Up a level
To insert a tab stop at the beginning of a numbered paragraph (that is, after the
number but before the text), press Ctrl+Tab.
Example: configuring a nested list
We will use a numbering style to produce the following effect:
I. Level-1 list item
A. Level-2 list item
i. Level-3 list item
a) Level-4 list item
This example uses one of the supplied styles, Numbering 1. If you intend to reuse this type of
nested list, you can also create a new style as illustrated in Chapter 7, Working with Styles.
1) Open the Styles and Formatting window (F11) and click the List Styles button at the top.
Specify All in the drop-down list at the bottom of the window. Right-click on the Numbering
1 style and choose Modify from the context menu.
Figure 85: Modifying a list style
2) On the Numbering Style dialog, go to the Outline page, where you will find that one style
matches our requirements. Click once on that style.
Chapter 3 Working with Text 89

Figure 86: Choosing a predefined outline-numbering style
3) To modify the layout of the list, use the Options tab (Figures 87 and 88). Notice that the
preview on the right shows the outline selected. In the Level box on the left, select 1, then 2,
3, and 4 and see how the information in the Numbering and After boxes changes.
Use the Options page to set different punctuation; for example, a period (full stop) after “a”
on level 4 instead of a parenthesis.
To make the indentation at each level greater or less than the default, change it on the
Position page. Select the level, then make any changes in the indentation, spacing, or
numbering alignment.
4) Repeat for each level as required, then click OK.
Tip
With outline numbering you can define different bullet styles for the different levels
of a bullet list. Use the Bullets tab of the Bullets and Numbering dialog (not shown)
to select the basic style. Return to the Options tab to customize the bullet for each
indent level. Here you can set bullets to any character. See the Image tab for more
bullets.
90 LibreOffice 4.2 Writer Guide

Figure 87: Checking the outline numbering for level-1 list items
Figure 88: Numbering style for level-2 list items
Using footnotes and endnotes
Footnotes appear at the bottom of the page on which they are referenced. Endnotes are collected
at the end of a document.
To work effectively with footnotes and endnotes, you need to:
•Insert footnotes.
•Define the format of footnotes.
•Define the location of footnotes on the page, and the color and line styles for separator
lines.
Inserting footnotes/endnotes
To insert a footnote or an endnote, put the cursor where you want the footnote/endnote marker to
appear. Then select Insert > Footnote/Endnote from the Menu bar or click the Insert
Footnote/Endnote Directly or Insert Endnote Directly button on the Insert toolbar.
A footnote or endnote marker is inserted in the text and, depending on your choice, the cursor is
relocated either to the footnote area at the bottom of the page or to the endnote area at the end of
the document. Type the footnote or endnote content in this area.
Chapter 3 Working with Text 91

Figure 89: Using the Insert Footnote Directly icon on the toolbar
If you use Insert > Footnote/Endnote, the Insert Footnote/Endnote dialog (Figure 90) is
displayed. Here you can choose whether to use the automatic numbering sequence specified in
the footnote settings and whether to insert the item as a footnote or an endnote.
If you use the Insert Footnote/Endnote Directly or Insert Endnote Directly icon, the footnote or
endnote automatically takes on the attributes previously defined in the Footnote Settings dialog.
You can edit an existing footnote or endnote the same way you edit any other text.
To delete a footnote or endnote, delete the footnote marker. The contents of the footnote or
endnote are deleted automatically, and the numbering of other footnotes or endnotes is adjusted
automatically.
Figure 90: Inserting a footnote/endnote
Defining the format of footnotes/endnotes
To format the footnotes themselves, click Tools > Footnotes/Endnotes. On the
Footnotes/Endnotes Settings dialog (Figure 91), choose settings as required.
Defining footnote location and separator line
The location of footnotes on the page, and the color and style of the line that separates the
footnotes from the text, are defined in the page style. If you are using several page styles, and may
have footnotes on any of them, you need to define the footnote location and separator line on each
of the page styles.
Choose Format > Page from the Menu bar or right-click on a page and choose Page from the
context menu, to display the Page Style dialog. Go to the Footnote tab (Figure 92) and make your
selections, then click OK to save the changes.
92 LibreOffice 4.2 Writer Guide

Figure 91: Defining footnote formatting
Figure 92: Defining footnote location and separator line
Chapter 3 Working with Text 93

Checking spelling and grammar
Spelling
Writer provides a spelling checker, which checks to see if each word in the document is in the
installed dictionary. This can mean that proper names which are correctly spelled but which do not
appear in the dictionary will be flagged as misspelled. Also provided is a grammar checker, which
can be used separately or in combination with the spelling checker.
If it is enabled before entering text, AutoSpellcheck checks each word as it is typed. If it is
enabled after text is inserted it checks the text already in the document. A wavy red line is
displayed under any unrecognized words. It can be enabled from the Standard Toolbar by clicking
the AutoSpellcheck button ( ), or from Tools > Options > Language Settings > Writing Aids
and selecting it in the Options list.
Right-clicking on an unrecognized word brings up the AutoCorrect context menu. If the document
has change tracking enabled, then the context menu contains options relating to changes in the
text.
Figure 93: AutoCorrect context menu
Clicking on one of the suggested words in the top section of the menu replaces the underlined
word with the one selected.
The choices in the second section of the menu are:
Ignore
This one instance of the underlined word will be ignored while the document is open. Other
instances, if they exist, will still be underlined. This setting is not stored with the document.
Ignore All
All instances of the word in the document will be ignored, and the word will be added to the
IgnoreAllList user-defined dictionary.
94 LibreOffice 4.2 Writer Guide

Add to Dictionary
The word is added by default to the Standard dictionary.
Always correct to
Selecting this opens the submenu, which repeats the suggestions for the word from the top
section listing. Selecting a replacement word here stores the word pair in the replacement table
under Tools > AutoCorrect Options > Replacement. The underlined word is replaced with
the selected word.
Spelling and Grammar
This opens the Spelling and Grammar checker. See the explanations for this which follow.
In the third section of the context menu, language settings for the text can be set. These settings
can be applied to the text, or to the paragraph containing the text.
The fourth section is only visible when change tracking has been enabled and further edits are
carried out after saving the document. If the spelling error was in the saved document, then only
Next and Previous Change are shown. If the spelling error is in the newly added text, then the
content shown in Figure 93 is displayed.
Spelling and grammar
To perform a combined spelling and grammar check on the document (or a text selection), click the
Spelling and Grammar button on the Standard Toolbar ( ), or press F7. In order to use this,
the appropriate dictionaries must be installed. By default, four dictionaries are installed: a
spellchecker, a grammar checker, a hyphenation dictionary, and a thesaurus. In operation the
Spelling and Grammar tool checks either the document from the cursor point onwards, or the text
selection. It opens the Spelling and Grammar dialog if any unrecognized words are found, or if
any of the built-in grammar rules are broken. The option to restart from the beginning of the
document is offered on reaching the end of the document.
Figure 94: Spelling alert using the Spelling and Grammar dialog
Chapter 3 Working with Text 95

The elements of the Spelling and Grammar dialog are as follows.
Not in dictionary
The sentence containing the error is displayed in the pane. If an unrecognized word is found it
is highlighted.
If the error is grammatical, then it is indicated in a pale colored bar below the Text language
setting (Figure 95). The sentence or the word can be edited in the pane.
Suggestions
The pane contains suggested replacement words for the highlighted word. Select a word and
then select Change or Change All to replace it.
For grammatical errors there is no multiple choice. Select Change to accept the suggestion.
Text language
The language to be used for the spell and grammar checking can be selected from this list. If
the spell check is enabled for this language, a check mark is displayed in front of it.
Ignore Once, Ignore All, and Add
Selecting one of these buttons has the same effect as the item in the AutoCorrect context
menu detailed above.
Change
Replaces the unknown word with the suggested word. If the sentence was edited, the whole
sentence is changed.
For grammar, the suggested replacement is used to correct the text.
Change All
This replaces all instances of the word with the selected replacement word.
AutoCorrect
This behaves in a similar fashion to AutoCorrect described above. However, the word is not
replaced and you must select one of the Change buttons.
Undo
This button is enabled when a change has been made to the sentence, in case you wish to
reverse the change. The button is not accessible if you use a Change button to replace a word.
Options
Selecting this opens the Options dialogue box where you can select user defined dictionaries
and set the spell checking rules.
Note
It is recommended you run the Spelling and Grammar checker twice on your
document. A minor software problem may prevent it detecting all the grammatical
errors in a single pass.
Grammar
By default, Check grammar as you type is enabled in Tools > Options > Language Settings >
Writing Aids > Options.
AutoSpellcheck must be enabled for this to work.
96 LibreOffice 4.2 Writer Guide

If any errors are detected, they are shown underlined by a wavy blue line. Right clicking on this line
brings up a context menu which may be similar to one of those below.
The first entry in the menu informs you of the suspected broken grammatical rule.
The second menu item in the left example is Explanations, which if selected opens your browser
and takes you to a web page offering more information about the error. This entry is not always
present in the context menu, as seen in the right example.
In the second section of the menu is the suggested correction. Clicking this changes the text to the
suggestion. The example to the right appears blank, but clicking here removes the extra space
causing the error.
In the third section of the menu you can select to ignore the indicated error, or to open the Spelling
and Grammar checker. This dialog is shown below. This example displays the URL which will take
you to a web site for more information on the error indicated.
Figure 95: Dialog showing the URL for expanded explanation
In the final section of the menu, you can set the language for the selection or the paragraph.
Chapter 3 Working with Text 97

English sentence checking
Additional grammar checking rules can be selected through Tools > Options > Language
Settings > English sentence checking, or through Tools > Extension Manager > English
spelling dictionaries > Options.
Figure 96: Additional grammar checking options
On the Language Settings > English sentence checking page, you can choose which items are
checked for, reported to you, or converted automatically. Select which of the optional features you
wish to check.
After selecting the additional grammar checks, you must restart LibreOffice, or reload the
document, for them to take effect.
Grammar checking
Possible mistakes
Check this for things such as; with it's, he don't, this things and so on.
Capitalization
Checks for the capitalization of sentences. The sentence boundary detection depends on
abbreviations.
Word duplication
Checks for all word duplication, rather than just the default words 'and', 'or', 'for' and 'the'.
Parentheses
Checks for pairs of parentheses and quotation marks.
Punctuation
Word spacing
This option is selected by default. It checks for single spaces between words, indicating
instances of double or triple spaces, but not of more than that.
Sentence spacing
Checks for a single space between sentences, indicating when one or two extra spaces are
found.
More spaces
Checks word and sentence spacing for more than two extra spaces.
98 LibreOffice 4.2 Writer Guide

Em dash; En dash
These options force a non-spaced em dash to replace a spaced en dash, or force a spaced en
dash to replace a non-spaced em dash, respectively.
Quotation marks
This checks for correct typographical double quotation marks.
Multiplication sign
This option is selected by default. It replaces an 'x' used as a multiplication symbol with the
correct typographical symbol.
Apostrophe
Replaces an apostrophe with the correct typographical character.
Ellipsis
Replaces three consecutive periods (full stops) with the correct typographical symbol.
Minus sign
Replaces a hyphen with the correct minus typographical character.
Others
Convert to metric; Convert to non-metric
Converts quantities in a given type of unit to quantities in the other type of unit: metric to
imperial or imperial to metric.
Thousands separation of large numbers
Converts a number with five or more significant digits to a common format, that is one which
uses the comma as a thousands separator, or to the ISO format which uses a narrow space as
a separator.
Using built-in language tools
Writer provides some tools that make your work easier if you mix multiple languages within the
same document or if you write documents in various languages:
•Selection of paragraph and character styles
•The functions in Tools > Language
•The use of language settings in Options
•The functions available on the status bar
The main advantage of changing the language for a text selection is that you can then use the
correct dictionaries to check spelling and apply the localized versions of AutoCorrect replacement
tables, thesaurus, and hyphenation rules. A grammar checking dictionary may be available for the
selected language.
You can also set the language for a paragraph or a group of characters as None (Do not check
spelling). This option is especially useful when you insert text such as web addresses or
programming language snippets that you do not want to check for spelling.
Using paragraph and character styles
Specifying the language in character and paragraph styles can be problematic unless you use a
particular style for a different language. Changing the Language on the Font tab of the Paragraph
Styles dialog will change the language for all paragraphs that use that paragraph style. You can set
Chapter 3 Working with Text 99

certain paragraphs to be checked in a language that is different from the language of the rest of the
document by putting the cursor in the paragraph and changing the language on the Task Bar. See
Chapter 7, Working with Styles, for information on how to manage the language settings of a style.
Using Tools > Language
You can also set the language for the whole document, for individual paragraphs, or even for
individual words and characters, from Tools > Language on the Menu bar.
For Selection
Applies a specified language to the selected text.
For Paragraph
Applies the specified language to the paragraph where the cursor is located.
For all Text
Applies the specified language to all of the document, including text inserted after making the
change.
Using language settings in Options
Another way to change the language of a whole document is to use Tools > Options > Language
Settings > Languages. In the Default languages for documents section (Figure 97), you can
choose a different language for all the text that is not explicitly marked as a different language.
Caution
Unlike the menu tool that applies to the individual document, a change in the
default language from the Options dialog is a general change of settings of
LibreOffice and will therefore apply to all the documents created in the future. If
you want to change the language for the current document only, be sure to select
the For the current document only option.
Figure 97: Options available in the Languages settings
The spelling checker works only for those languages in the list which have the symbol next to
them. If you do not see this symbol next to your preferred language, you can install the dictionary
using Tools > Language > More dictionaries online.
Using the status bar
The language used for checking spelling is also shown in the status bar, next to the page style in
use. You can change the language for the paragraph or the entire document; click on the language
in the status bar to pop up a menu of choices.
100 LibreOffice 4.2 Writer Guide

Figure 98: Language choices on the status bar
Notice the Reset to Default Language option on the menu and submenu. This is the fastest way to
return a paragraph or the entire document to the default language set in Tools > Options
(described above).
Using synonyms and the thesaurus
You can access a short list of synonyms from the context menu (Figure 99).
1) Select a word or phrase, right-click, and point to Synonyms on the context menu. A
submenu of alternative words and phrases is displayed.
2) Click on a word or phrase to select it and replace the highlighted word or phrase in the
document.
Figure 99: Synonyms on the context menu
Chapter 3 Working with Text 101

The thesaurus gives a more extensive list of alternative words and phrases. To use the thesaurus:
1) Select a word or phrase, and then choose Tools > Language > Thesaurus, or press
Ctrl+F7, or right-click and choose Thesaurus from the Synonyms submenu.
2) In the dialog, click on a word or phrase within the numbered list of meanings to select it.
3) Click Replace to make the substitution.
For example, when given the word house, the thesaurus offers several meanings, including
dwelling, legislature, sign of the zodiac, and others. Select a replacement word from the list
under the relevant meaning, so for dwelling, you will see dwelling, home, domicile, abode,
and other alternatives, as shown in Figure 100.
Note If the current language does not have a thesaurus installed, this feature is
disabled.
Figure 100: The thesaurus offers alternatives to words
Hyphenating words
You have several choices regarding hyphenation: let Writer do it automatically (using its
hyphenation dictionaries), insert conditional hyphens manually where necessary, or don’t
hyphenate at all. Each choice has its pros and cons.
Automatic hyphenation
To turn automatic hyphenation of words on or off:
1) Press F11 to open the Styles and Formatting window. On the Paragraph Styles page, right-
click on Default and select Modify.
102 LibreOffice 4.2 Writer Guide

Figure 101: Modifying a paragraph style
2) On the Paragraph Style dialog, select the Text Flow tab.
Figure 102: Turning on automatic hyphenation
3) Under Hyphenation, select or deselect the Automatically option.
4) Click OK to save.
Note
Turning on hyphenation for the Default paragraph style affects all other paragraph
styles that are based on Default. You can individually change other styles so that
hyphenation is not active; for example, you might not want headings to be
hyphenated. Any styles that are not based on Default are not affected. For more
on paragraph styles, see Chapters 6 and 7 in this book.
You can also set hyphenation choices through Tools > Options > Language Settings > Writing
Aids. In Options, near the bottom of the dialog, scroll down to find the hyphenation settings.
Figure 103: Setting hyphenation options
To change the minimum number of characters for hyphenation, or the minimum number of
characters before or after a line break, select the item, and then click the Edit button in the Options
section.
Hyphenate without inquiry
Specifies that you will never be asked to manually hyphenate words that the hyphenation
dictionary does not recognize. If this box is not selected, when a word is not recognized, a
dialog will open where you can manually enter hyphens.
Chapter 3 Working with Text 103

Hyphenate special regions
Specifies that hyphenation will also be carried out in footnotes, headers, and footers.
Hyphenation options set in the Writing Aids dialog are effective only if hyphenation is turned on
through paragraph styles.
Manual hyphenation
To manually hyphenate words, do not use a normal hyphen, which will remain visible even if the
word is no longer at the end of a line when you add or delete text or change margins or font size.
Instead, use a conditional hyphen, which is visible only when required.
To insert a conditional hyphen inside a word, click where you want the hyphen to appear and press
Ctrl+hyphen or use Insert > Formatting Mark > Optional hyphen. The word will be hyphenated
at this position when it is at the end of the line, even if automatic hyphenation for this paragraph is
switched off.
Using AutoCorrect
Writer’s AutoCorrect function has a long list of common misspellings and typing errors, which it
corrects automatically. For example, “hte” will be changed to “the”.
AutoCorrect is turned on when Writer is installed. To turn it off, uncheck Format > AutoCorrect >
While Typing.
Select Tools > AutoCorrect Options to open the AutoCorrect dialog. There you can define what
strings of text are corrected and how. In most cases, the defaults are fine.
Figure 104: Replace tab of AutoCorrect dialog
104 LibreOffice 4.2 Writer Guide

To stop Writer replacing a specific spelling, go to the Replace tab, highlight the word pair, and click
Delete.
To add a new spelling to the list, type it into the Replace and With boxes on the Replace tab, and
click New.
See the different pages of the dialog for the wide variety of other options available to fine-tune
AutoCorrect.
Tip AutoCorrect can be used as a quick way to insert special characters. For example,
(c) will be automatically corrected to ©. You can add your own special characters.
Using word completion
If Word Completion is enabled, Writer tries to guess which word you are typing and offers to
complete the word for you. To accept the suggestion, press Enter. Otherwise, continue typing.
To turn off Word Completion, select Tools > AutoCorrect Options > Word Completion and
deselect Enable word completion.
Figure 105: Customizing word completion
You can customize word completion from the Word Completion page of the AutoCorrect dialog
(Figure 105).
•Add (append) a space automatically after an accepted word.
•Show the suggested word as a tip (hovering over the word) rather than completing the text
as you type.
Chapter 3 Working with Text 105

•Collect words when working on a document, and then either save them for later use in
other documents or select the option to remove them from the list when closing the
document.
•Change the maximum number of words remembered for word completion and the length of
the smallest words to be remembered.
•Delete specific entries from the word completion list.
•Change the key that accepts a suggested entry—the options are right arrow, End key,
Enter (Return), Space bar, and Tab.
Note Automatic word completion only occurs after you type a word for the second time
in a document.
Using AutoText
Use AutoText to store text, tables, fields, and other items for reuse and assign them to a key
combination for easy retrieval. For example, rather than typing “Senior Management” every time
you use that phrase, you can set up an AutoText entry to insert those words when you type “sm”
and press F3.
AutoText is especially powerful when assigned to fields. See Chapter 14, Working with Fields, for
more information.
Creating AutoText
To store some text as AutoText:
1) Type the text into your document.
2) Select the text.
3) Go to Edit > AutoText (or press Ctrl+F3).
4) In the AutoText dialog (Figure 106), type a name for the AutoText in the Name box. Writer
will suggest a one-letter shortcut, which you can change.
5) In the large box to the left, choose the category for the AutoText entry, for example My
AutoText.
6) Click the AutoText button on the right of the dialog and select from the menu either New
(to have the AutoText retain specific formatting, no matter where it is inserted) or New (text
only) (to have the AutoText take on the existing formatting around the insertion point..
7) Click Close to return to your document.
Tip If the only option under the AutoText button is Import, either you have not entered
a name for your AutoText or there is no text selected in the document.
106 LibreOffice 4.2 Writer Guide

Figure 106: Defining a new AutoText entry
To save a table as AutoText:
1) Create a table and format it the way you want.
2) Select the table.
3) Go to Edit > AutoText (or press Ctrl+F3).
4) Type a name for the AutoText, optionally amend the suggested shortcut, and choose the
category for the AutoText entry.
5) Click the AutoText button and select New (because you want the formatting of the table
preserved).
6) Click Close to return to your document.
Inserting AutoText
To insert AutoText, type the shortcut and press F3.
Printing a list of AutoText entries
To print a list of AutoText entries:
1) Choose Tools > Macros > Organize Macros > LibreOffice Basic.
2) In the Macro from list, expand LibreOffice Macros > Gimmicks.
3) Select AutoText and then click Run. A list of the current AutoText entries is generated in a
separate text document. You can then print this document.
Chapter 3 Working with Text 107

Line numbering
Line numbering puts line numbers in the margin. The line numbers are displayed on screen and
are also printed. Figure 107 shows an example with numbering on every line.
Figure 107: Line numbering example
Click Tools > Line Numbering and select the Show numbering option in the top left corner of the
Line Numbering dialog (Figure 108). Then click OK.
You can choose how many lines are numbered (for example, every line or every tenth line), the
numbering type, and whether numbers restart on each page. In addition, a text separator (any text
you choose) can be set on a different numbering scheme (one every 12 lines, for example).
108 LibreOffice 4.2 Writer Guide

Figure 108: The Line Numbering dialog
Tracking changes to a document
You can use several methods to keep track of changes made to a document.
•Make your changes to a copy of the document (stored in a different folder, under a different
name, or both), then use Writer to combine the two files and show the changes you made.
Click Edit > Compare Document. This technique is particularly useful if you are the only
person working on the document, as it avoids the increase in file size and complexity
caused by the other methods.
•Save versions that are stored as part of the original file. However, this method can cause
problems with documents of nontrivial size or complexity, especially if you save a lot of
versions. Avoid this method if you can.
•Use Writer’s change marks (often called “redlines” or “revision marks”) to show where you
have added or deleted material or changed formatting. Later, you or another person can
review and accept or reject each change.
Note Not all changes are recorded. For example, changing a tab stop from align left to
align right and changes in formulas (equations) or linked graphics are not recorded.
Preparing a document for review
When you send a document to someone else to review or edit, you may want to prepare it first so
that the editor or reviewer does not have to remember to turn on the revision marks. After you have
protected the document, any user must enter the correct password in order to turn off the function
or accept or reject changes.
1) Open the document. To check whether it contains multiple versions, click File > Versions.
If multiple versions are listed, save the current version as a separate document with a
different name and use this new document as the review copy.
Chapter 3 Working with Text 109

2) With the review copy open, make sure that change recording is turned on. The Edit >
Changes > Record menu item has a check mark next to it when recording is turned on.
3) Click Edit > Changes > Protect Records. On the Enter Password dialog, type a password
(twice) and click OK.
Tip An alternative to steps 2 and 3 above is to choose File > Properties > Security tab,
select the Record changes option, then click Protect and enter the password.
Recording changes
See Chapter 2, Setting up Writer, for instructions on setting up how your changes will be displayed.
1) To begin tracking (recording) changes, choose Edit > Changes > Record. To show or hide
the display of changes, click Edit > Changes > Show.
Tip
Hold the mouse pointer over a marked change; you will see a Help Tip showing
the type of change, the author, date, and time of day for the change. If Extended
Tips are enabled, you will also see any comments recorded for this change.
2) To enter a comment on a marked change, place the cursor in the area of the change and
then click Edit > Changes > Comment.
In addition to being displayed as an extended tip, the comment is also displayed in the list
in the Accept or Reject Changes dialog (Figure 110).
To move from one marked change to the next, use the arrow buttons. If no comment has
been recorded for a change, the Text field is blank.
3) To stop recording changes, click Edit > Changes > Record again.
Tip See also “Adding other comments” on page 113 for a way to annotate text that is
not associated with a recorded change.
Figure 109: Inserting a comment during change recording
110 LibreOffice 4.2 Writer Guide

Accepting or rejecting changes
To accept or reject recorded changes, use either of these methods:
•Right-click (context) menu
•Accept or Reject Changes dialog
The results of accepting or rejecting a change are as follows:
•Accepting a change incorporates the alteration into the document and removes the change
indication marking.
•Rejecting a change reverts the document to its original state and removes the change
indication marking.
Right-click (context) menu
1) If recorded changes are not showing, click Edit > Changes > Show.
2) Hover the mouse pointer over a recorded change. A box appears with information about the
type of change, who made it, and the date and time.
3) Right-click on the changed text. In the context menu, choose Accept Change or Reject
Change.
Accept or Reject Changes dialog
1) Click Edit > Changes > Accept or Reject. The Accept or Reject Changes dialog (Figure
110) opens, showing changes that have not yet been accepted or rejected.
2) When you select a change in the dialog, the actual change is highlighted in the document,
so you can see what the editor changed.
3) Click Accept or Reject to accept or reject the selected change. You can also click Accept
All or Reject All if you do not want to review the changes individually.
To show only the changes of certain people or only the changes on specific days or various other
restrictions, use the Filter page (Figure 111) on the Accept or Reject Changes dialog. After
specifying the filter criteria, return to the List page to see those changes that meet your criteria.
Figure 110: The List tab of the Accept or Reject Changes dialog
Chapter 3 Working with Text 111

Figure 111: The Filter page of the Accept or Reject Changes dialog
Merging modified documents
The processes discussed to this point are effective when you have one reviewer at a time.
Sometimes, however, multiple reviewers all return edited versions of a document at the same time.
In this case, it may be quicker to review all of these changes at once, rather than one review at a
time. For this purpose, you can merge documents in Writer.
To merge documents, all of the edited documents need to have recorded changes in them.
1) Open one copy.
2) Click Edit > Changes > Merge Document and select and insert another copy of the
document to be merged with the first.
3) After the documents merge, the Accept or Reject Changes dialog opens, as in Figure 110,
showing changes by more than one reviewer. If you want to merge more documents, close
the dialog and then repeat step 2.
4) Repeat until all copies are merged.
All recorded changes are now included in the open copy. Save this file under another name.
Comparing documents
Sometimes reviewers may forget to record the changes they make. This is not a problem with
Writer because you can find the changes if you compare documents.
In order to compare documents, you need to have the original document and the one that is edited.
To compare them:
1) Open the edited document. Select Edit > Compare Document.
2) The Insert dialog appears. Select the original document and click Insert.
Writer finds and marks the changes and displays the Accept or Reject Changes dialog. From this
point, you can go through and accept or reject changes procedure as described earlier.
112 LibreOffice 4.2 Writer Guide

Adding other comments
Writer provides another type of comments (formerly called “notes”), which authors and reviewers
often use to exchange ideas, ask for suggestions, or brainstorm during the review process.
You can select a block of text, including multiple paragraphs, to be highlighted for a comment, or
insert a comment at a single point. To insert a comment, select the text, or place the cursor in the
place the comment refers to, and choose Insert > Comment or press Ctrl+Alt+C.
The anchor point of the comment is connected by a dotted line to a box on the right-hand side of
the page where you can type the text of the comment. Writer automatically adds at the bottom of
the comment the author’s name and a time stamp indicating when the comment was created.
Select Tools > Options > LibreOffice > User Data to configure the name you want to appear in
the Author field of the comment, or to change it.
Click somewhere on the page to finish your comment. Otherwise, you will not be able to move
away from this location.
Figure 112: Comments in LibreOffice
If more than one person edits the document, each author is automatically allocated a different
background color. Figure 112 shows an example of text with comments from two different authors.
If an author selects text that overlaps another author’s comments, then the comments from the
second author are nested with those of the first author.
Right-clicking on a comment pops up a menu where you can delete the current comment, all the
comments from the same author, or all the comments in the document. This part of the menu is
also available by clicking the down-arrow in the comment. From this menu, you can also apply
some basic formatting to the text of the comment. You can also change font type, size, and
alignment from the Menu bar.
To navigate from one comment to another, open the Navigator (F5), expand the Comments
section, and click on the comment text to move the cursor to the anchor point of the comment in
the document. Right-click on the comment to quickly edit or delete it.
You can also navigate the comments using the keyboard. Use Ctrl+Alt+Page Down to move to the
next comment and Ctrl+Alt+Page Up to move to the previous comment.
Inserting a comment causes the Comments button to appear on the right-hand end of the ruler
(see Figure 112). Toggling the button hides or shows all the comments.
Chapter 3 Working with Text 113

Linking to another part of a document
If you type in cross-references to other parts of the document, those references can easily get out
of date if you reorganize the order of topics, add or remove material, or reword a heading, Writer
provides two ways to ensure that your references are up to date, by inserting links to other parts of
the same document or to a different document:
•Hyperlinks
•Cross-references
The two methods have the same result if you Ctrl+click the link when the document is open in
Writer: you are taken directly to the cross-referenced item. However, they also have major
differences:
•The text in a hyperlink does not automatically update if you change the text of the linked
item (although you can change it manually), but changed text does automatically update in
a cross-reference.
•When using a hyperlink, you do not have a choice of the content of the link (for example
text or page number), but when using a cross-reference, you have several choices,
including bookmarks.
•To hyperlink to an object such as a graphic, and have the hyperlink show useful text such
as Figure 6, you need to either give such an object a useful name instead of leaving it as
the default name (“Graphics6”), or you need to use the Hyperlink dialog to modify the
visible text. In contrast, cross-references to figures with captions automatically show useful
text, and you have a choice of several variations of the name.
•If you save a Writer document to HTML, hyperlinks remain active but cross-references do
not. (Both remain active when the document is exported to PDF.)
Using cross-references
To ensure that references update if you reword a heading, caption, or other linked item, use
automatic cross-references. See “Using automatic cross-references” in Chapter 14, Working with
Fields, for details.
Using bookmarks
Bookmarks are listed in the Navigator and can be accessed directly from there with a single mouse
click. In HTML documents, bookmarks are converted to anchors that you can jump to by hyperlink.
For more about bookmarks, see “Using bookmarks” in Chapter 14, Working with Fields.
Using hyperlinks
When you type text (such as website addresses or URL) that can be used as a hyperlink, and then
press the spacebar or the Enter key, Writer automatically creates the hyperlink and applies
formatting to the text (usually a color and underlining).
If this does not happen, you can enable this feature using Tools > AutoCorrect Options >
Options and selecting the URL Recognition option.
If you do not want Writer to convert a specific URL to a hyperlink, choose Edit > Undo Insert from
the Menu bar or press Ctrl+Z immediately after the formatting has been applied.
You can also insert hyperlinks using the Navigator and the Hyperlink dialog, and you can modify all
hyperlinks using the Hyperlink dialog, as described in this section.
114 LibreOffice 4.2 Writer Guide

Note
Hyperlinks between documents can be set as relative or absolute, using the Save
URLs relative to option in Tools > Options > Load/Save > General.
Relative linking is only possible when the document you are working on and the link
destination are on the same drive, and you need to create the same directory
structure on your hard disk as will apply on the destination website.
LibreOffice uses absolute path names internally, so when you move your mouse
cursor over a hyperlink, the tooltip displays the absolute reference even when it is
set to be a relative link.
Inserting hyperlinks using the Navigator
The easiest way to insert a hyperlink to another part of the same document is by using the
Navigator:
1) Open the document containing the items you want to cross-reference.
2) Open the Navigator (by clicking its icon, choosing View > Navigator, pressing F5, or
selecting the Navigator Tab on the open Sidebar).
3) Click the arrow next to the Drag Mode icon, and select Insert as Hyperlink.
4) In the list at the bottom of the Navigator, select the document containing the item that you
want to cross-reference.
5) In the Navigator list, select the item that you want to insert as a hyperlink.
6) Drag the item to where you want to insert the hyperlink in the document. The name of the
item is inserted in the document as an active hyperlink.
Figure 113: Inserting a hyperlink using the Navigator
Inserting hyperlinks using a dialog
To display the Hyperlink dialog (Figure 114), click the Hyperlink icon ( ) on the Standard Toolbar
or choose Insert > Hyperlink from the Menu bar. To turn existing text into a link, select it before
opening the dialog.
On the left hand side, select one of the four types of hyperlink:
•Internet: a web address, normally starting with http://
•Mail & News: for example an email address.
•Document: the hyperlink points to another document or to another place in the
presentation.
•New document: the hyperlink creates a new document.
Chapter 3 Working with Text 115

Figure 114: Hyperlink dialog showing details for Internet links
The top right part of the dialog changes according to your choice for the hyperlink type. A full
description of all the choices, and their interactions, is beyond the scope of this chapter. Here is a
summary of the most common choices used in presentations.
For an Internet type hyperlink, choose the type of hyperlink (choose between Web, FTP or Telnet),
and enter the required web address (URL).
For a Mail and News type hyperlink, specify whether it is a mail or news link, the receiver address
and for email, also the subject.
For a Document type hyperlink, specify the document path (the Open File button opens a file
browser); leave this blank if you want to link to a target in the same presentation. Optionally specify
the target in the document (for example a specific slide). Click on the Target icon to open the
Navigator where you can select the target, or if you know the name of the target, you can type it
into the box.
For a New Document type hyperlink, specify whether to edit the newly created document
immediately or just create it (Edit later) and the type of document to create (text, spreadsheet, and
so on). For a text document, Edit now is the more likely choice. The Select Path button opens a
directory picker.
The Further settings section in the bottom right part of the dialog is common to all the hyperlink
types, although some choices are more relevant to some types of links.
•Set the value of Frame to determine how the hyperlink will open. This applies to documents
that open in a Web browser.
•Form specifies if the link is to be presented as text or as a button.
•Text specifies the text that will be visible to the user.
•Name is applicable to HTML documents. It specifies text that will be added as a NAME
attribute in the HTML code behind the hyperlink.
•Event button: this button will be activated to allow LibreOffice to react to events for which
the user has written some code (macro). This function is not covered in this book.
116 LibreOffice 4.2 Writer Guide

Editing hyperlinks
To edit a hyperlink, click anywhere in the link text and then open the Hyperlink dialog by clicking
the Hyperlink icon on the Standard Toolbar or choosing Edit > Hyperlink from the Menu bar.
Make your changes and click Apply. If you need to edit several hyperlinks, you can leave the
Hyperlink dialog open until you have edited all of them. Be sure to click Apply after each one.
When you are finished, click Close.
The standard (default) behavior for activating hyperlinks within LibreOffice is to use Ctrl+click. This
behavior can be changed in Tools > Options > LibreOffice > Security > Options, by deselecting
the option Ctrl-click required to follow hyperlinks. If clicking in your links activates them, check
that page to see if the option has been deselected.
To change the color of hyperlinks, go to Tools > Options > LibreOffice > Appearance, scroll to
Unvisited links and/or Visited links, select those options, pick the new colors and click OK. Caution:
this will change the color for all hyperlinks in all components of LibreOffice—this may not be what
you want.
In Writer and Calc (but not Draw or Impress), you can also change the Internet link character style
or define and apply new styles to selected links.
Switching between insert and overwrite mode
In insert mode, any text after the cursor position moves forward to make room for the text you type;
in overwrite mode, text after the cursor position is replaced by the text you type. Only the Overwrite
mode is displayed on the Status Bar. The shape of the cursor does not change.
With the keyboard, press Insert to toggle between overwrite mode and insert mode. With the
mouse, click in the area on the Status Bar that indicates the current mode in order to switch to the
other mode. Overwrite mode cannot be used with Edit > Changes > Record enabled.
Counting the words in a selection
Word and character count for the document, or for any selected text, is displayed on the Status
bar. Word count and character count can be viewed by choosing Tools > Word Count or double-
clicking on the word count field in the Status bar; this information updates as you edit the
document. See Chapter 2, Setting up Writer, for information on setting word counting boundaries.
You can also see the number of words and characters (and other information including the number
of pages, tables, and graphics) in the entire document in File > Properties > Statistics.
Chapter 3 Working with Text 117

Changing the case of selected text
To quickly change the case of text, select it, choose Format > Change Case from the Menu bar,
and then choose one of the following:
•Sentence case, where only the first word is capitalized (together with any proper nouns)
•lower case, where no words (except proper nouns) are capitalized
•UPPER CASE, where all letters are capitalized
•Capitalize Every Word, where every word is capitalized
•tOGGLE cASE, which changes every letter to the opposite case
There are also several options that are used with Asian text. These are not strictly “Case” changes,
but are lumped together in the broader sense of replacing characters with different forms of the
same letter. These options are hidden when Asian language support is not enabled.
Writer does not have an automated way to do Title Case, where all words are capitalized except for
certain subsets defined by rules that are not universally standardized. To achieve this affect, you
can use Capitalize Every Word and then restore those words that were incorrectly capitalized.
118 LibreOffice 4.2 Writer Guide

Chapter 4
Formatting Pages
Using Page Styles, Tables, Frames, Columns, and
Sections

Introduction
Writer provides several ways for you to control page layouts:
•Page styles
•Columns
•Frames
•Tables
•Sections
This chapter describes these methods and some associated functions:
•Headers and footers
•Numbering pages
•Changing page margins
Tip
Page layout is usually easier if you select the options to show text, object, table,
and section boundaries in Tools > Options > LibreOffice > Appearance and the
options for paragraph ends, tabs, breaks, and other items in Tools > Options >
LibreOffice Writer > Formatting Aids.
Choosing a layout method
The best layout method depends on what the final document should look like and what sort of
information will be in the document. Here are some examples. Do not worry if all this does not
mean much to you now. The techniques mentioned are all described in this chapter.
For a book similar to this user guide with one
column of text, some figures without text beside
them, and some other figures with descriptive text,
use page styles for basic layout, and use tables to
place figures beside descriptive text, where
necessary.
120 LibreOffice 4.2 Writer Guide

Use page styles (with two columns) for an index or
other document with two columns of text where the
text continues from the left-hand column to the
right-hand column and then to the next page, all in
sequence (also known as snaking columns of text).
If the title of the document (on the first page) is full-
page width, put it in a single-column section.
For a newsletter with a complex layout, two or
three columns on the page, and some articles that
continue from one page to some place several
pages later, use page styles for basic layout. Place
articles in linked frames and anchor graphics to
fixed positions on the page, if necessary.
For a document with terms and translations to
appear side-by-side in what appear to be columns,
use a table to keep items lined up so you can type
in both “columns”.
Chapter 4 Formatting Pages 121

Setting up basic page layout using styles
In Writer, page styles define the basic layout of all pages, including page size, margins, the
placement of headers and footers, borders and backgrounds, number of columns, and so on.
Writer comes with several page styles, which you can build on or modify, and you can define new
(custom) page styles. You can have one or many page styles in a single document.
Note All pages in a Writer document are based on styles. If you do not specify a page
style, Writer uses the Default page style.
To change the layout of individual pages, either define a new page style or use one of the
techniques (sections, frames, or tables) described later in this chapter.
This chapter describes some uses of page styles. Some other uses are discussed in Chapter 6,
Introduction to Styles. The Page Style dialog is covered in detail in Chapter 7, Working with Styles.
Tip
Any modifications of page styles, including the Default page style, apply only to the
document you are working on. If you want the changes to be the default for all
documents, you need to put the changes into a template and make that template
the default template. See Chapter 10, Working with Templates, for details.
Inserting a page break without switching the style
In many documents (for example, a multi-page report), you may want the text to flow from one
page to the next as you add or delete information. Writer does this automatically, unless you
override the text flow using one of the techniques described earlier.
If you do want a page break in a particular place, for example, to put a heading at the top of a new
page, here is how to do it:
1) Position the cursor at the point you want to start the next page. Select Insert > Manual
Break.
2) In the Type section, Page break is preselected, and Style is set at [None].
3) Click OK to position the paragraph at the start of the next page.
Figure 115: Inserting a manual page break
122 LibreOffice 4.2 Writer Guide

Tip
You can also insert a page break as follows;
1) Position the cursor in the paragraph you want to be at the start of the next page.
Right-click and choose Paragraph in the pop-up menu.
2) On the Text Flow page of the Paragraph dialog, in the Breaks section, select
Insert. Do not select With Page Style.
3) Click OK to position the paragraph at the start of the next page.
Defining a different first page for a document
Many documents, such as letters and reports, have a first page that is different from the other
pages in the document. For example, the first page of a letterhead typically has a different header,
as shown in Figure 116, or the first page of a report might have no header or footer, while the other
pages do. This is simple to achieve with Writer.
Using the Default (or any other) page style for your document, you can add a header/footer as you
wish to the first page by deselecting the Same content on first page option on the header/footer
pages in the Page Style dialog, and then adding the header/footer. You can then add a different
header/footer to the other pages of the document.
Figure 116: Letterhead with different headers for first and following pages
Changing page orientation within a document
A document can contain pages in more than one orientation. A common scenario is to have a
landscape page in the middle of a document, whereas the other pages are in a portrait orientation.
Here are the steps to achieve it.
Chapter 4 Formatting Pages 123

Setting up a landscape page style
1) If you wish to keep the margins the same as on other pages, then note the margin settings
of the current page style. (You can find the margin settings on the Page Style dialog, by
selecting the Page tab as shown in Figure 118.)
2) In the Styles and Formatting window, right-click on Landscape in the list of page styles and
choose Modify from the pop-up menu (Styles and Formatting can also be accessed from
the Sidebar, View > Sidebar).
3) On the Organizer page of the Page Style dialog (Figure 117), make sure the Next Style
property is set to Landscape (to allow for having more than one sequential landscape
page).
Figure 117: Name the new style and set the next page style to Landscape
4) On the Page page of the Page Style dialog (Figure 118), make sure the Orientation is set to
Landscape. Change the margins so that they correspond with the margins of the portrait
page. That is, the portrait top margin becomes the landscape left margin, and so on.
Figure 118: Set orientation and margins for a landscape page
5) Click OK to save the changes.
124 LibreOffice 4.2 Writer Guide

Inserting a landscape page into a portrait document
Now that you have defined the Landscape page style, here is how to apply it.
1) Position the cursor in the paragraph or table at the start of the page that is to be set to
landscape. Right-click and choose Paragraph or Table, respectively, in the pop-up menu.
2) On the Text Flow page of the Paragraph dialog (Figure 119) or the Table Format dialog
(Figure 120), select Insert (or Break for a table) and With Page Style. Set the Page Style
property to Landscape. Click OK to close the dialog and to apply the new page style.
Figure 119: Specifying a page break before a paragraph
Figure 120: Specifying a page break before a table
3) Position the cursor in the paragraph or table where the page is to return to portrait
orientation and change the paragraph properties or table properties so that With Page
Style is the portrait page style that was used before the Landscape page style.
4) Click OK to return to the previous portrait page style.
Tip If you need the headers or footers on the landscape pages to be in portrait
orientation, see “Portrait headers on landscape pages” on page 147.
Adding title pages
Writer provides a fast and convenient way to add one or more title pages to a document and
optionally to restart the page number at 1 for the body of the document.
To begin, choose Format > Title Page from the Menu Bar. On the Title Page dialog (Figure 121),
you can make a variety of choices:
•Convert existing pages to title pages, or insert new title pages
•How many pages to convert or insert
Chapter 4 Formatting Pages 125

•Where those pages are located
•If and where to restart page numbering, and what number to start with
•What page style to use for the title page
Using this technique, you can insert several “title pages” at different points in your document, for
example to add decorative pages between chapters as well as title, copyright, and other pages at
the beginning of a book.
Figure 121: Adding title pages to a document
Changing page margins
You can change page margins in three ways:
•Using the page rulers—quick and easy, but does not have fine control.
•Using the Page Style dialog—can specify margins to two (fractional) decimal places.
•Using the Page panel of the Properties deck in the Sidebar.
Note If you change the margins using the rulers or the Sidebar, the new margins affect
the page style and will be shown in the Page Style dialog the next time you open it.
To change margins using the rulers:
1) The shaded sections of the rulers are the margins (see Figure 122). Put the mouse cursor
over the line between the gray and white sections. The pointer turns into a double-headed
arrow and displays the current setting in a tool-tip.
2) Hold down the left mouse button and drag the mouse to move the margin.
Caution The small arrows on the ruler are used for indenting paragraphs. They are often in
the same place as the page margins, so you need to be careful to move the margin
marker, not the arrows. The double-headed arrows shown in Figure 122 are actual
mouse cursors placed in the correct position.
126 LibreOffice 4.2 Writer Guide

Figure 122: Moving the
margins
To change margins using the Page Style dialog (Figure 118):
1) Right-click anywhere on the page and select Page from the context menu.
2) On the Page page of the dialog, type the required distances in the Margins boxes.
To change margins using the Page panel of the Properties deck of the Sidebar:
1) On the open Sidebar (View > Sidebar) select the Properties tab.
2) Open the Page panel if is not open by clicking the plus (+) symbol in the panel title
3) Click the Margin button to open the sub-panel and enter the required dimensions in the
Custom size boxes (clicking the More Options button will open the Page Style dialog).
Using columns to define the page layout
You can use columns for page layout in the following ways:
•By defining the number of columns and their layout on a page, using page styles.
•By changing the number of columns for existing text.
Defining the columns on a page
It is a good idea to define your basic page style (such as Default) with the most common layout to
be used in your document, either single-column or multiple-column. You can then either define
extra page styles for pages with different numbers of columns or use sections (described in “Using
sections for page layout” starting on page 138) for pages or parts of pages with different numbers
of columns.
To define the number of columns on a page:
1) Choose Format > Columns to go to the Columns dialog (see Figure 123), or go to the
Columns page of the Page Style dialog, or click the More Options button on the Page
panel of the Properties deck of the Sidebar.
2) In the Settings section, choose the number of columns and specify any spacing between
the columns and whether you want a vertical separator line to appear between the
columns. You can use one of Writer’s predefined column layouts, or you can create a
customized column layout. The preview pane, located to the right of the Settings section,
shows how the column layout will look.
Notice the Apply to box in the dialog of Figure 123. In this instance, the changes are being
applied to the Default page style.
3) Click OK to save the changes.
Chapter 4 Formatting Pages 127

Figure 123: Defining the number of columns on a page
Specifying the number of columns
In the Settings section, enter the number of columns into the Columns selection box, or select one
of the column layout icons.
Formatting column width and spacing
Select the AutoWidth option in the Width and spacing section to create columns of equal width.
To customize the width and spacing of the columns:
1) In the Width and spacing section, deselect the AutoWidth option.
2) In the Width selection boxes, enter a width for each column.
3) On the Spacing line, enter the amount of space that you want between each pair of
columns.
If you specify more than three columns, use the arrow keys on the Column line to scroll among the
columns.
Formatting separator lines
To display separator lines between the columns:
1) Using the Style drop-down list, select the line style from the three styles available.
2) Using the Width control, select the width of line to use, settable from 0.25pt to 9.0pt. (1 pt =
1 point = 1/12 pica = 1/72 inch = 127/360 mm = 0.3527 mm.)
3) Using the Height control, select the height of line required, as a percentage of the column
height. Variable from 25% to 100%.
4) If you entered a height of less than 100%, use the Position drop-down list to select a
vertical alignment for the separator lines. The vertical-positioning options are: Top,
Centered, or Bottom.
4) The line color can be selected from the Color drop-down list's palette of colors.
128 LibreOffice 4.2 Writer Guide

Tip To quickly input the maximum or minimum allowed value in an input box, click the
current value and press Page Up or Page Down respectively.
Reverting to a single-column layout
To revert to a single-column layout for the page style, go to the Settings section and either reset
the number in the Columns box to 1 or click the single-column layout icon.
Changing the number of columns for existing text
You might want some parts of a page to have one column and other parts of the page to have two
or more columns. For example, you might have a page-width headline over a three-column news
story.
You can create columns and then type or paste text into them, or you can select some existing text
and change the number of columns for displaying it.
When you select text and change the number of columns for that text (Format > Columns), Writer
turns the selected text into a section, as described in “Using sections for page layout” on page 138.
Figure 124 shows the Columns dialog for a selection. The Apply to box has Selection highlighted
and an extra option (Evenly distribute contents to all columns) appears in the Settings section.
Figure 124: Specifying columns for a selection
Tip
You cannot select text on a two-column formatted page and change it to a single
column using this method. Instead, you need to define a single-column page and
then select the text you want to be in a two-column section on that page.
Chapter 4 Formatting Pages 129

Distributing text across columns
As you add text to the section, you will see that the text flows from one column to the next. You can
distribute text across the columns in one of two ways:
Evenly—Writer adjusts the length of the columns to the amount of text, so that all the columns
are approximately the same height. As you add or delete text, the columns readjust.
Newspaper-style—Writer fills the columns one at a time, beginning with the first column. The
last column may be shorter than the others.
To distribute text evenly, select the Evenly distribute contents to all columns option in the
Settings area. Deselect this option if you want to distribute text newspaper-style.
Tip
Choose View > Nonprinting Characters (or press Ctrl+F10) to display end of
paragraph markers (¶). Often, unexpected behavior of columns is due to extra
paragraphs that are normally invisible to the user but are taking up space.
Figure 125: (Left) Evenly distributed columns; (Right) Newspaper-style columns.
Using frames for page layout
Frames can be very useful when producing a newsletter or other layout-intensive documents.
Frames can contain text, tables, multiple columns, pictures, and other objects.
Use frames when you need to:
•Position something in a particular place on a page, for example, a logo or a “stop press”
news box in one corner of a page.
•Allow text on one page to continue on another page, somewhere more distant than the next
one, by linking the content of one frame to another so the contents flow between them as
you edit the text.
•Wrap text around an object, such as a photograph.
130 LibreOffice 4.2 Writer Guide

Because LibreOffice does not allow you to define page styles with recurring frames, consider doing
some quick sketches of the basic page layouts you need, indicating the approximate positions of
different frames and their purposes. Try to keep the number of different page layouts as low as
possible in order to avoid chaos in your design.
Pay special attention to the positioning of frames. Many of the predefined styles default to a center
alignment. Although centering all frames looks reasonably good in most cases, it is rarely the best
choice.
One of the most visually effective ways to position a frame is to align its left margin with that of the
paragraph above it. To achieve this effect, the frame is inserted in a blank paragraph of the same
style as the paragraph above. Select Insert > Frame; in the Position section of the Type page,
select From Left in the Horizontal selection box to position the frame exactly where you want it.
You also should think about the type of wrap and the spacing between the frame and text. Instead
of cramming a frame close to the text, use the Wrap tab to place some white space between them.
You can format frames individually or define and apply frame styles; see Chapter 7, Working with
Styles.
Example: Using a frame to center text on a page
Although you can center text horizontally as part of a paragraph style or by using manual
formatting, those methods do not work for vertical centering. To center text vertically, you need to
place the text in a frame, anchor the frame to a page or a paragraph, and then center the frame
vertically on the page. See “Anchoring frames” on page 133.
Creating frames
You can create a frame in several ways, depending on your needs.
•Choose Insert > Frame to create an empty frame. The Frame dialog (Figure 127) appears.
You can click OK and come back to customize it later, or you can set the frame’s
characteristics at this stage.
•Select text or a graphic, choose Insert > Frame, and click OK to create a frame containing
the selection. The selected text is automatically deleted from the normal text flow and
inserted into the frame, and the Frame dialog appears.
•Insert a picture or other object by selecting Insert > Image > From file or Insert > Object
> [type of object] to start the process to insert a picture or object. The item inserted
automatically appears in a frame, but the Frame dialog does not appear.
•Select the Insert Frame Manually button on the Insert toolbar (go to View > Toolbars >
Insert to display it), select the number of frames in the drop-down menu, the mouse cursor
changes to a plus (+) symbol, click and drag the mouse to draw the frame.
Figure 126: Using a button on the Insert toolbar to create a frame
Chapter 4 Formatting Pages 131

Releasing the mouse button creates the frame: an area isolated from the
main document.
To add content to a frame, first deselect the frame by clicking somewhere
else on the page. Then, click inside the frame to place the text cursor
there. Now add content just like you would on the main page. When you are done, deselect the
frame.
Moving, resizing, and changing frame attributes
When an object is added to Writer, it is automatically enclosed in a frame of a predetermined type.
The frame sets how the object is placed on the page, as well as how it interacts with other
elements in the document. You can edit the frame by modifying the frame style it uses or by using
a manual override when a frame is added to the document. Frame styles are discussed in Chapter
7, Working with Styles.
To change the size or location of a frame, first select the frame, then use either the mouse or the
Frame dialog (Figure 127). Using the mouse is quicker but less accurate. You might want to use
the mouse for gross layout and the dialog for fine-tuning.
Figure 127: Frame dialog
You can re-size the frame manually by clicking on the green squares (sizing handles) and dragging
to the appropriate size, or start adding content to it (the frame will re-size automatically if, for
example, you add a large picture to it) or go back to the Frame dialog and set the size and other
characteristics.
To change the location of the frame using the mouse, drag and drop one of the edges or put the
cursor anywhere within the frame. (The I-bar cursor changes to a four-headed arrow when properly
positioned for a drag-and-drop move.)
To change the size of the frame, drag one of the sizing handles. Drag a handle on one of the sides
to enlarge or reduce the text frame in one dimension only; drag a corner handle to enlarge or
reduce it in both dimensions.
132 LibreOffice 4.2 Writer Guide

These resizing actions distort the proportions of the frame. Holding down the Shift key while
dragging one of the handles makes the frame keep the same proportions.
You can open the Frame dialog at any time by selecting the frame, right-clicking, and choosing
Frame from the context menu.
To remove the default border on a newly created frame, open the Frame dialog, go to the Borders
page, and in the Style box under Line, select None. Alternatively, you can assign a borderless
style to the frame; see Chapter 7, Working with Styles, for information on frame styles.
Note Do not confuse a frame’s border with the text boundaries that are made visible using
the View menu (by selecting View > Text Boundaries).
Figure 128: Removing the border from a frame
Anchoring frames
Using the Frame dialog (or by right-clicking and pointing to Anchor), you can anchor a frame to a
page, paragraph, or character, or you can anchor it as a character.
To Page
The frame keeps the same position in relation to the page margins. It does not move as you
add or delete text. This method is useful when the frame does not need to be visually
associated with a particular piece of text. It is often used when producing newsletters or other
documents that are very layout-intensive. This method is also used to center text on a page.
To Paragraph
The frame is associated with a paragraph and moves with the paragraph. It may be placed in
the margin or another location. This method is useful as an alternative to a table for placing
icons beside paragraphs. It is also used to center text on a page in documents which will be
used in a master document (frames anchored to pages will disappear from the master
document).
To Character
The frame is associated with a character but is not in the text sequence. It moves with the
paragraph but may be placed in the margin or another location. This method is similar to
anchoring to a paragraph.
Chapter 4 Formatting Pages 133

As Character
The frame is placed in the document like any other character and, therefore, affects the height
of the text line and the line break. The frame moves with the paragraph as you add or delete
text before the paragraph. This method is useful for adding a small icon in sequence in a
sentence. It is also the best method for anchoring a graphic to an empty paragraph so it does
not move around the page in unexpected ways.
Linking frames
You can link frames to each other even when they are on different pages of a document. The
contents will automatically flow from one to the next. This technique is very useful when designing
newsletters, where articles may need to be continued on a different page.
Note You cannot link from a frame to more than one other frame.
To link one frame to another:
1) Select the frame to be linked from.
2) Click the Link Frames button ( ) on the Frames toolbar.
3) Click the next frame in the series (which must be empty).
When a linked frame is selected, any existing links are indicated by a faint connecting line, as
shown in Figure 129. Frames can be unlinked by selecting the Unlink Frames button ( ) on the
Frames toolbar.
Figure 129: Linked frames
The height of a frame that is being linked from is fixed; you can change this height manually or by
using the Frame dialog, but it does not automatically adjust to the size of the contents (that is, the
AutoHeight attribute is disabled). Only the last frame of a chain can adapt its height to the content.
The Options page of the Frame dialog (Figure 130) shows the names of the selected frame and
any frames it is linked to or from. You can change this information here. On this page, you can also
select options to protect the contents, position, and size of the frame.
134 LibreOffice 4.2 Writer Guide

Figure 130: Options page of the Frame dialog
On the Hyperlink page (Figure 131), you can specify the file for the hyperlink to open. This file can
be on your machine, a network, or the Internet.
Figure 131: Hyperlink page of the Frame dialog
To open this file, you must Ctrl+click in the area between the border and the text boundary. Note
that as the mouse cursor moves over any area within the frame boundary the hyperlink tooltip will
be displayed, but it will only be active at the edges.
The Wrap, Borders, Background, Columns, and Macro pages of the Frame dialog are the same as
those for frame styles. Refer to the Chapter 7, Working with Styles, for details.
Chapter 4 Formatting Pages 135

Using tables for page layout
Writer’s tables can serve several purposes, such as holding data as you might see it in a
spreadsheet, lining up material, and creating more complex page layouts. For information about
using tables of data, see Chapter 9, Working with Tables.
This topic describes how to achieve some common layouts by using tables.
Example: Creating sideheads using tables
Sideheads and marginal notes are commonly used in documents from resumes to computer user
guides. The main body of the text is offset to leave white space (usually on the left-hand side) in
which the sideheads or notes are placed. The first paragraph is aligned beside the sidehead, as in
Figure 132.
Example of a
sidehead
In some cases you may want to put only one or two paragraphs in the table itself
and the rest of the text and graphics in ordinary paragraphs (formatted to line up
with the paragraphs in the table) so that text and graphics will flow more easily from
one page to another when you add or delete material.
In other cases, you might put each paragraph in a separate row of the table and
allow the table to break between pages.
Figure 132: Example of a sidehead
Note Sideheads can also be created by placing text in a frame using the Marginalia
frame style, as described in Chapter 7, Working with Styles.
To create a table for use with a sidehead:
1) Place the cursor where you want the table to appear and choose Insert > Table (Ctrl+F12).
2) In the Insert Table dialog, define a one-row, two-column table with no border and no
heading. Click Insert to create the table.
Figure 133: Defining a two-column borderless
table with no header
136 LibreOffice 4.2 Writer Guide

3) Right-click on the table and choose Table from the context menu. On the Columns page of
the Table Format dialog, make the columns the required width.
Figure 134: Defining a two-column table to line up with text offset at 1.2 inches
4) On the Table page of the Table Format dialog (Figure 135), in the Spacing section, make
the Above and Below values the same as the Top and Bottom spacing you have defined for
ordinary paragraphs of text. Click OK to save your settings.
Tip
To check the top and bottom spacing for ordinary paragraphs:
1) Position the cursor in a paragraph and press F11 (unless the Styles and
Formatting window is already open). Check that the Styles and Formatting
window shows paragraph styles (top left button).
2) The current style should be highlighted. If no paragraph style is highlighted,
select All Styles in the bottom drop-down list. Right-click on it and select
Modify from the pop-up list.
3) Go to the Indents & Spacing page and look in the Spacing area for the values
in Above paragraph and Below paragraph.
Figure 135: Defining the space above and below a table
You may also want to turn off number recognition so that Writer will not try to format numbers if you
want them to be plain text. To turn number recognition off:
1) Right-click in the table and then click Number Format on the context menu.
Chapter 4 Formatting Pages 137

2) On the Format Number dialog, make sure the Category is set to Text. Click OK.
Tip
If you use this table format often, you may want to save it as AutoText, as
described in Chapter 3, Working with Text. Select the table (not just the contents)
to assign the shortcut.
Figure 136: Setting number format to Text
Using sections for page layout
A section is a block of text that has special attributes and formatting. You can use sections to:
•Write-protect text
•Hide text
•Dynamically insert the contents of another document
•Add columns, margin indents, a background color, or a background graphic to a portion of
your document
•Customize the footnotes and endnotes for a portion of your document
Creating sections
To create a section:
1) Place the cursor at the point in your document where you want to insert the new section.
Or, select the text that you want to place in the new section.
2) From the Menu Bar, choose Insert > Section. The Insert Section dialog opens.
3) Choose settings for each page of the dialog as required.
4) Click Insert.
The Insert Section dialog has five tabbed pages.
•Use the Section page to set the section’s attributes.
•Use the Columns page to format the section into columns.
•Use the Indents page to set indents from the right and left margins of the section.
•Use the Background page to add color or a graphic to the section’s background.
•Use the Footnotes/Endnotes page to customize the section’s footnotes and endnotes.
At any time before closing the dialog, you can reset a tabbed page to its default settings by clicking
the Reset button. (Note, however, that you cannot reset the Section page. If you wish to undo
changes to the Section page, you must do so manually).
138 LibreOffice 4.2 Writer Guide

Figure 137: Inserting a section using the Insert Section dialog
Naming sections
Writer automatically enters a name for the section in the name box of the New section list box. To
change the name, select it and type over it. The name is displayed in the Sections category of the
Navigator window. If you give your sections meaningful names, you can navigate to them more
easily.
Linking sections
You can insert the contents of another document into the section and then have Writer update it
whenever the other document is updated. This is called linking the section to the other document.
To link the section to another document, follow these steps:
1) In the Link section of the dialog, select the Link option.
Figure 138: Linking sections
2) Click the (...) button to the right of the File name field. The Insert dialog opens.
3) Find and select the document you want to insert and then click the Insert button. The Insert
dialog closes and the name of the selected document appears in the File name field.
4) If you want to insert only a section of the selected document, select the desired section
from the Section drop-down list.
Chapter 4 Formatting Pages 139

Note The section must already exist in the selected document. You cannot create a
section in the selected document at this point.
You can update links automatically or manually. See “Updating links” on page 144.
Write-protecting sections
To write-protect the section so that its contents cannot be edited, select the Protect option in the
Write protection area.
Figure 139: Write-protecting sections
Note Write-protection protects only the section’s contents, not its attributes or format.
Password-protecting sections
To prevent others from editing the section’s attributes or format, additionally protect the section with
a password, as follows:
1) Select the With password option. The Enter Password dialog opens.
2) Type a password in the Password field and then confirm the password by typing it again in
the Confirm field.
3) Click OK. The Enter Password dialog closes. Anyone who tries to edit the section’s
attributes or format will be prompted to enter the password.
Figure 140: Password-protecting a section
Hiding sections
You can hide the section so that it will not be displayed on the screen or printed. You can also
specify conditions for hiding the section. For example, you can hide the section only from certain
users.
Note You cannot hide a section if it is the only content on the page or if the section is in
a header, footer, footnote, endnote, frame, or table cell.
To hide a section, select the Hide option in the Hide section of the dialog.
140 LibreOffice 4.2 Writer Guide

Figure 141: Hiding sections
To hide the section only under certain conditions, enter the desired conditions in the With Condition
field. The syntax and operators that you use to enter conditions are the same ones that you use to
enter formulas. For syntax and a list of operators, see Writer’s online help under conditions.
If the section is write-protected with a password, the password must be entered to hide or reveal
the text.
Hiding text can be useful for printed documents, if for example you have an instruction manual for
two widgets, Model A and Model B which are very similar. By setting a condition for, say, Model A
widget, you can hide that text which only applies to Model B, before printing it.
Note
Hiding text is not a secure way to stop someone else reading it. It will stop the
casual reader but will not prevent someone who actively wants to find out what you
have hidden―even if it is password protected.
Formatting a section into columns
Use the Columns page of the Insert Section dialog to format the section into columns. This page is
very similar to the Columns dialog shown in Figure 124 on page 129. Please refer to that topic for
details.
Indenting the section from margins
Use the Indents page (Figure 142), to set indents from the right and left margins of the section.
Figure 142: Indenting sections
Enter the desired left-margin indent in the Before section box. Enter the desired right-margin indent
in the After section box. The preview box on the right-hand side of the page shows you how the
section will look with the indents applied.
Changing the background of the section
Use the Background page to add color or a graphic to the background of the current section. This
page is similar to the Background pages for paragraphs, frames, tables, and other objects in
LibreOffice. For more information, refer to Chapter 7, Working with Styles.
Chapter 4 Formatting Pages 141

Customizing footnotes and endnotes in a section
Use the Footnotes/Endnotes page to customize the current section’s footnotes and endnotes.
Figure 143: Setting footnotes and endnotes for sections
Customizing footnotes
If you want the section’s footnotes to appear separately from the other footnotes in the document,
select the Collect at end of text option in the Footnotes area.
To number the section’s footnotes separately from the other footnotes in the document, and format
the numbering, follow these steps:
1) In the Footnotes section of the page, make sure that the Collect at end of text option is
selected.
2) Select the Restart numbering option.
3) If you want the section’s footnotes to start at a number other than 1, enter the desired
starting number in the Start at number box.
4) Select the Custom format option.
5) From the drop-down list of the Custom format option, select a numbering format for the
footnotes.
To add text to the selected numbering format, use the Before and After text input boxes. For
example, if you want the footnote numbers to be preceded by the word “Note” and followed by a
colon, fill the Before and After fields as shown in Figure 143.
Customizing endnotes
If you want the section’s endnotes to appear at the end of the section rather than at the end of the
document, select the Collect at end of section option in the Endnotes area.
To number the current section’s endnotes separately from the other endnotes in the document, and
format the numbering, apply the procedures described above to the Endnotes settings.
142 LibreOffice 4.2 Writer Guide

Saving a new section
To save a new section so that it appears in your document, click the Insert button. The Insert
Section dialog closes and the new section appears in your document.
Editing and deleting sections
To edit a section, follow these steps:
1) From the Menu Bar, choose Format > Sections. The Edit Sections dialog (Figure 144)
opens.
2) Select the section you want to edit by clicking its name in the list box.
Editing section attributes
To rename the selected section, simply type over its name in the Section name box.
From the Edit Sections dialog, you can also edit the selected section’s link, write-protect, and hide
attributes. To learn how to edit these attributes, see:
“Linking sections” on page 139.
“Write-protecting sections” on page 140.
“Hiding sections” on page 140.
Figure 144: Edit Sections dialog
Editing the format of a section
To edit the format of the selected section, click the Options button.
The Options dialog has four tabbed pages: Columns, Indents, Background, and
Footnotes/Endnotes. The use of these pages is described earlier in this topic.
To reset a page to the conditions in place when the dialog opened, click the Reset button.
To save your Options settings and return to the Edit Sections dialog, click OK.
Chapter 4 Formatting Pages 143

Figure 145: Options dialog for sections
Deleting sections
To delete the selected section, click the Remove button.
Note Writer will not prompt you to confirm the deletion. To undo a deletion, click the
Cancel button.
Updating links
You can set Writer to update linked sections automatically, and you can also update links manually.
Updating links automatically
To set Writer to update links without prompting you, or to turn off automatic updating, follow these
steps:
1) Choose Tools > Options > LibreOffice Writer > General. The dialog displays general text
document settings.
2) In the Update section of the dialog, under Update links when loading, select one of the
following three options:
144 LibreOffice 4.2 Writer Guide

•Select Always if you want Writer to update links automatically, without prompting you,
whenever you open a document that contains links.
•Select On request if you want Writer to prompt you before updating links.
•Select Never if you do not want Writer to update links.
3) Click OK to save your settings. The Options dialog closes.
Updating links manually
A protected section cannot be updated manually. It must first be unprotected.
To update a link manually:
1) Open the document that contains the link.
2) Choose Edit > Links. The Edit Links dialog opens.
3) The list in the Edit Links dialog displays the names of all the files that are linked to the
current document. Click the file that corresponds to the link that you want to update.
4) Click the Update button. The most recently saved contents of the linked file appear in the
current document.
5) To close the Edit Links dialog, click Close.
Figure 146: Edit Links dialog
Creating headers and footers
Headers are portions of a document that always appear at the top of a page; footers appear at the
bottom of a page. Typically, headers display the title or chapter name of a document.
In LibreOffice, headers are specified by page styles; therefore, when inserted, all the pages with
the same page style will display the same header. The option to make the header/footer on the first
page of a document different is available (see “Defining a different first page for a document” on
page 123). Chapter 7 describes how to format a header as part of the page style formatting. For
the purpose of this example, we will insert a header in the Default pages using manual formatting.
There are two ways to insert a header. The simplest method is to click above the top of the text
area, then when the Header marker appears (Figure 135), click on the +. (To insert a footer, click
below the bottom of the text area to display the Footer marker, and then click on the +.)
Chapter 4 Formatting Pages 145

Figure 147: Header marker at top of text area
Headers can also be inserted from the Menu Bar by selecting Insert > Header > [Page Style]. The
submenu lists the page styles used in your document. In addition, the submenu includes the entry
All, which activates headers on all the pages of the document regardless of their page style.
For our example, select the Default menu item to activate the headers only on the pages that use
the Default page style. Similarly, to insert a footer, choose Insert > Footer > [Page Style].
Note
The Insert menu can also be used for deleting a preexisting header or footer for a
page style. If that page style has a check mark in front of it, it contains a
header/footer, and clicking on it opens a message box warning about deletion and
asks whether you want to delete the header or footer for that particular page style.
Depending on which option you choose, an area will appear at the top or bottom of the page. In
this area you can enter text and graphics that will appear on every page unless Same content on
first page has been deselected..
Figure 148: A page with a page header
Items such as document titles, chapter titles, and page numbers, which often go into headers and
footers, are best added as fields. That way, if something changes, the headers and footers are all
updated automatically.
Fields are covered in Chapter 14, Working with Fields, but one example here may be useful. To
insert the document title into the header on a Default page style:
1) Select File > Properties > Description, enter a title for your document in the Title area,
and click OK to close the dialog.
2) Add a header (Insert > Header > Default).
3) Place the cursor in the header part of the page.
4) Select Insert > Fields > Title. The title should appear on a gray background (which does
not show when printed and can be turned off).
5) To change the title of the document, reselect File > Properties > Description and edit.
146 LibreOffice 4.2 Writer Guide

Formatting headers and footers
In Writer headers and footers are considered paragraphs and therefore you can format the header
or footer text using the same techniques you use for formatting text in the main body of the
document.
Tip
You can define styles for headers and footers so that you can quickly obtain a
consistent formatting in case you use several page styles. Writer includes three
named header and footer styles: header/footer, left header/footer styles, and right
header/footer styles. All six are identical and are available for the user to modify.
You can format the layout of headers and footers using two different methods. The first method is
to use the Header or Footer markers that appear within headers and footers.
For example, to use the Header marker:
1) Click the top of the page. The blue Header marker will appear.
2) Click the plus sign in the Header marker. The plus sign will change to a down arrow.
3) Click the down arrow.
4) Select Format Header. This opens the Page Style dialog where you can change the
margins, spacing, and height.
5) Click More to open the Border/Background dialog where you can add borders, background
colors, and background images to the header.
You can also format headers and footers by modifying the page style at Format > Page > Header.
Caution Do not use the Background and Borders tabs on the Page Style dialog to format
headers. Style choices selected from those tabs will apply to the entire page rather
than to the header.
Portrait headers on landscape pages
When you define a header and footer on a landscape page, they will be aligned with the long side
of the page. If your landscape pages are going to be inserted between portrait pages, you might
want the headers and footers to be on the short sides of the landscape pages, so the final printed
product looks like the contents of the landscape pages have been rotated 90 degrees on portrait
pages.
You can set up portrait headers and footers on landscape pages by using a trick involving frames.
These are a bit tedious to set up, but once you have done so, you can copy and paste them to
other landscape pages. This cannot be made part of the landscape page style. In the following
example we want to insert a landscape page into our printed document, to have the same header
and footer, and margins, as our portrait pages. We will use an A4 page size here.
To set up portrait headers and footers on landscape pages:
1) Note the margin settings for the portrait page which is the same as the landscape page will
be, that is to say, for a right landscape page, the settings from a right portrait page (see the
table)
We now need to make the landscape right and left margins 1 cm larger than the portrait top
and bottom margins, respectively. This difference allows for the extra space used by the
portrait header and footer (0.5 cm for the height of the header or footer and a 0.5 cm gap
between the header or footer and the main text).
Chapter 4 Formatting Pages 147

Portrait page (right page) Landscape page (right page)
Top margin 1.5 cm Right margin 2.5 cm
Bottom margin 1.5 cm Left margin 2.5 cm
Left (inner) margin 2.8 cm Top margin 2.8 cm
Right (outer) margin 1.8 cm Bottom margin 1.8 cm
2) We will continue this example setting the frame for the footer. The procedure is the same
for doing the header. Apply these margin settings in the Landscape page style.
3) Copy and paste the footer from the portrait page into a blank paragraph in the text. Paste
or move it into the landscape page. This text will then have the Footer style so the typeface,
font size, and tab settings will match.
Figure 149: Copy the footer, paste, and select it.
4) Select the text (including the fields) you just entered. Choose Format > Character. On the
Character dialog, choose the Position tab and set Rotation / scaling to 270 degrees
(counterclockwise). Note in the preview pane that the tabs are removed in this process.
Click OK.
Figure 150: Rotating the footer text 270 degrees
5) With the text still selected, choose Insert > Frame. In the Frame dialog, select the Type tab
and enter the width, height, and horizontal and vertical position for the footer. Deselect the
Automatic options in Width and Height if they are selected.
•The width is the footer height taken from the Footer page of the portrait page style
dialog.
•The frame height is obtained by simple arithmetic. The A4 page-width is 21cm, minus
the sum of the top and bottom margins of 2.8cm and 1.8cm resulting in a frame height
of 16.4cm.
•The horizontal position is the portrait page bottom margin.
•The vertical position is the landscape page top margin.
148 LibreOffice 4.2 Writer Guide

Figure 151: Defining the size and position of the footer frame
6) If your footer has a line above the text, as in this book, on the Borders page, select a right
border and specify the line width and spacing to the frame’s contents.
7) Click OK to save these settings. The footer will now appear in the required position and
orientation. Any fields will update.
Because tabs have been removed, insert the cursor in the frame, at the end of the text where the
tab was, and insert as many spaces using the keyboard space bar, as you require for the layout to
match that on the portrait page.
Repeat these steps (using appropriate settings) to set up a portrait header on the landscape page.
Caution Make sure to return to the paragraph in the document from which you rotated the
text, and return it to 0 degrees, or any text typed in this location will rotate.
Chapter 4 Formatting Pages 149

Figure 152: Footers in place for both page styles
Numbering pages
This section describes techniques to insert page numbers and related information in a document.
Some basic knowledge of page styles, which are fully described in chapters 6 and 7, may be
needed to follow some of the examples given.
Preliminaries: fields
LibreOffice uses fields to manage page numbers. To insert a page number field, position the cursor
where you want to insert the number and choose Insert > Fields > Page Number. The page
number appears with a gray background. The gray background denotes a field; although it is
visible on screen, it is not printed.
Tip If you wish to turn off the gray background, choose View > Field Shadings (or
press Ctrl+F8).
The page number field always displays the page number for the page where it is placed. If you see
the words “Page number” instead of a number, press Ctrl+F9. This shortcut key toggles LibreOffice
between displaying the Field Name (the variable) and the field’s result (the data in the variable).
Note For a full introduction to fields, see Chapter 14, Working with Fields.
150 LibreOffice 4.2 Writer Guide

Preliminaries: insert and format a header
For the purpose of this example, we will insert a header in the Default page style pages using
manual formatting. See “Creating headers and footers” on page 145.
Simple page numbering
The simplest case is to have the page number at the top of every page and nothing more. To do
this, put the cursor on the header and select Insert > Fields > Page Number.
Figure 153: Page number inserted in the header
Now the correct page number appears on every page.
Combining header text and page number
There are a lot of interesting variations that you can apply without further knowledge of page
styles. Here are some suggestions:
•Right-align the header to make the page number appear on the top-right.
•Type the word page before the page number field so the header reads page 1, page 2,
and so on. This also requires using the Page Number field, discussed earlier (page 150).
•Add the document title so the header reads, for example: Peter's Favourite Poems, left
justified, and page x with right justification, where x is the value of the Page Number field.
Consider using a (right-aligned) tab to separate the title from the page number.
•LibreOffice also has a Page Count field (Insert > Fields > Page Count). Using it, you
could, for example, have a header that reads page 2 of 12.
These variations are all illustrated in Figure 154.
Figure 154: Variations on the simple page numbering method
Chapter 4 Formatting Pages 151

Changing the number format
Many more variations are possible. For example, you can set the page number to display in
Roman numerals. To do that, you can double-click on the page number and select the desired
format; however, a better choice is to specify the format of numbers in the page style as explained
here.
Right-click in the text area of the page and select Page from the context menu.
On the Page page of the Page Style dialog, in the Layout settings section, select i, ii, iii, …. from
the Format drop-down list to use lowercase numerals.
Figure 155: Changing format of page numbers
Numbering the first page something other than 1
Sometimes you may want to start a document with a page number greater than 1. For example,
you may be writing a book, with each chapter in a separate file. Chapter 1 may start with page 1,
but Chapter 2 could begin with page 25 and Chapter 3 with page 51.
Follow these instructions to start the page numbering in a document at a number greater than 1.
(These instructions are for a page number in a footer, but you could use a header instead.)
Tip Do not set a starting page number that is an even number because you will end up
with a blank page before the first page when you print the file or export it as a PDF.
1) Choose Insert > Footer > [page style] to activate the footer. If the page style already has
footers active, there will be a check mark against its name. In which case click in the footer
area of the page without clicking on the page style. If you do click the checked page style
name, select No in the warning dialog if you do not want to remove any footer text already
in place, or Yes if you do. Click in the footer area.
2) The cursor is now in the footer. To insert the page number, choose Insert > Fields > Page
Number. The page number will be 1.
3) Click in the first paragraph in the text area.
4) Choose Format > Paragraph (or right-click and choose Paragraph from the context
menu), to display the Paragraph dialog.
5) On the Text Flow page, in the Breaks section, select Insert and select Page in the Type
drop-down list. Select With Page Style and the page style you are using for the first page
of the document. Note that you are not inserting a page break, but a break in the page
numbering.
6) The Page number field is now active. Type the page number you want to start with. Click
OK to close the Paragraph dialog.
152 LibreOffice 4.2 Writer Guide

Numbering pages by chapter
Technical documents often include the chapter number with the page number in the header or
footer. For example, 1-1, 1-2, 1-3, ...; 2-1, 2-2, 2-3, ...
To set up this type of page numbering in LibreOffice, you need to do three things:
1) Ensure that your chapter titles are all identified by the same paragraph style, for example,
the Heading1 style.
2) Use Tools > Outline Numbering to tell LibreOffice what paragraph style you are using for
Level 1 in your outline, and specify “1,2,3” in the Number box.
Figure 156: Specifying paragraph style and numbering for chapter titles
3) Insert the chapter number in your document. To do this:
a) Place the cursor in the header or footer just before the page number you inserted
earlier, and choose Insert > Fields > Other from the Menu Bar.
b) On the Fields dialog (Figure 157), go to the Document page. Select Chapter in the
Type list, Chapter number in the Format list, and 1 in the Level box. Click Insert.
Figure 157: Inserting a chapter number field
Chapter 4 Formatting Pages 153

c) Type a hyphen or other punctuation between the chapter number and the page
number.
For more information, see “Choosing paragraph styles for outline levels” and “Including chapter or
section information in page headers” in Chapter 7, Working with Styles.
Restarting page numbering
Often you will want to restart the page numbering at 1, for example, on the page following a title
page or a table of contents. In addition, many documents have the front matter (such as the table
of contents) numbered with Roman numerals and the main body of the document numbered in
Arabic numerals, starting with 1.
You can restart page numbering in two ways.
Method 1:
1) Place the cursor in the first paragraph of the new page (be aware a heading is a
paragraph).
2) Choose Format > Paragraph.
3) On the Text Flow page of the Paragraph dialog (Figure 119 on page 125), select Insert in
the Breaks area.
4) In the Type drop-down list, select Page.
5) In the Position drop-down list, select Before or After to position where you want to insert
the page numbering break.
6) Select With Page Style and specify the page style to use.
7) Specify the page number to start from and then click OK. This does not insert a new page.
Method 2:
1) Place the cursor in the first paragraph of the new page.
2) Choose Insert > Manual break.
3) Page break is the default selected on the Insert Break dialog.
Figure 158: Restarting page numbering after a manual page break
4) Choose the required page in the Style drop-down list.
5) Select Change page number.
6) Specify the page number to start from and then click OK. This does insert a new page.
154 LibreOffice 4.2 Writer Guide

Example: Restart page numbering: a preface
A standard preface has the following properties:
•Page numbers are displayed in Roman numerals (i, ii, iii, iv, …).
•After the preface, the document starts on a Default page.
•The page number resets to 1, and the number format becomes Arabic (1, 2, 3, 4, …).
Resetting the page number requires page breaks.
First, do the preliminary work for the Preface style:
1) Create a new page style and name it Preface.
2) Set its Next Style to Preface because a preface could span multiple pages.
3) Add a header to Preface and insert the Page Number field. Make the page numbers
display as Roman numerals (i, ii, iii, iv, …):
4) Open the page style window for Preface (if not already open) and click the Header tab.
Select Header on under Header.
5) Click the Page tab (Figure 159). Under Layout settings, in the Format drop-down list, set
the format to i, ii, iii, …. Click OK to close the dialog.
After the preface is written, we are ready to restart the page numbering in the main body of the
document to Arabic numerals. Follow these steps:
1) Make an empty paragraph at the very end of the preface.
2) Put the cursor on the blank line.
3) Choose Insert > Manual Break.
4) Select Page break and choose the Default Style.
5) Select the Change page number option and set the new value to 1. Click OK to close the
dialog.
These settings are shown in Figure 158.
Note
You cannot assign an odd page number to a left page or an even page number to
a right page. LibreOffice strongly adheres to the convention that odd page
numbers go on right-hand pages and even page numbers on left-hand pages.
Figure 159: Set page number format to Roman numerals.
Chapter 4 Formatting Pages 155

This change is also reflected on the Status Bar. The Page section of the status bar now shows the
page number, the sequence number and the total page count (the graphic shows the cursor
location is in Page 1, and that it is the forty-third page of forty-seven in the document).
Figure 160: Page number in the status bar
Problems with restarting page numbering
Restarting page numbering may lead to two problems.
•The Statistics page in the document’s properties (File > Properties) always displays the
total number of pages in the document, which may not be what you want to appear in the
Page Count field.
•When page numbering is restarted, LibreOffice always makes odd-numbered pages to be
on the right and even-numbered pages to be on the left. It does this by inserting a blank
page, if necessary. Sometimes this blank page is not desired, particularly when creating
PDFs or when printing single sided.
Solving the page count problem
Suppose you know exactly how many pages are not to be included in the page count. (You want
one page to be excluded in the page count for the following example.)
Instead of inserting a Page Count field, you can do the following:
1) Position the cursor where you want the page count to appear.
2) Press F2 to open the formula bar, just above the horizontal ruler in the main Writer window
(see Figure 161).
3) After the equal sign, type page–1. If you want to exclude several pages, substitute the
number of excluded pages for 1 in the formula.
4) Press Enter to close the formula bar and insert the resulting field into the document.
Figure 161: Formula bar
If you do not know the total number of pages in advance, then one approach is to create a
bookmark on the last page and then insert a cross reference to it.
To create a bookmark on the last page:
1) Go to the last page (Ctrl+End).
2) Choose Insert > Bookmark.
3) In the Insert Bookmark dialog, type a name for the bookmark, for example LastPage.
4) Click OK.
156 LibreOffice 4.2 Writer Guide

Figure 162: Inserting a bookmark
To insert a cross-reference to the last page in the header or footer where you want to refer to the
total number of pages:
1) Position the cursor at the desired location—for example after the space added after of in
the header or footer, as in page xx of yy.
2) Choose Insert > Cross-reference.
3) On the Cross-references page of the Fields dialog (Figure 163), select Bookmarks in the
Type column and LastPage in the Selection column. LastPage now appears in the Name
box.
4) In the Insert Reference to box, select As page style. Click Insert.
Note
Do not delete the bookmark at the end of the document. If you do, the cross-
reference will not work.
If a field, such as a cross-reference, does not automatically update, press F9.
Figure 163: Inserting a cross-reference to a bookmark on the last page of a document
Chapter 4 Formatting Pages 157

Defining borders and backgrounds
You can apply borders and backgrounds to many elements in Writer. Paragraphs, pages, frames,
sections, page styles, paragraph styles, character styles, and frame styles can include both
borders and backgrounds; tables of contents, and indexes can include backgrounds only. Text can
have a border applied, either to individual characters or to selected text.
The dialog pages for borders and backgrounds are similar in each case. To illustrate their use, we
will define a border and background for a text frame.
Tip
Page backgrounds fill only the area within the margins, including the header or
footer (if any). To extend the background color or graphic into the margins, you
need to define a frame of appropriate size and position, anchor it to the page or a
paragraph, and send it to the background. For more about anchoring frames, see
Chapter 8, Working with Graphics.
Adding a border
To begin, select the frame, right-click, and choose Frame from the context menu. Select the
Borders tab.
Figure 164: Frame dialog: Borders page
Borders have three components: where they go, what they look like, and how much space is left
around them.
•Line arrangement specifies where the borders go. Writer provides five default
arrangements but you can just as easily click on the line you want to customize in the User-
defined area to get exactly what you want. Each line can be individually formatted.
•Line specifies what the border looks like: the style, width and color. There are a number of
different styles and colors to choose from. The Line Style, Width and Color will apply to
those borders highlighted by a pair of black arrows in the User-defined thumbnail on the left
hand side of the dialog.
158 LibreOffice 4.2 Writer Guide

•Spacing to contents specifies how much space to leave between the border and the
contents of the element. Spaces can be specified to the left, right, above, and below. Check
Synchronize to have the same spacing for all four sides. This spacing is like a padding and
it is not factored in when calculating the text measurements.
•Shadow style properties always apply to the whole element. A shadow has three
components: where it is, how far from the element it is cast, and what color it is.
Adding color to the background
In the Frame dialog, choose the Background page (Figure 167). Here you can add color, a gradient
or a graphic.
To add color to the background, select from the color grid. You can adjust the transparency of the
color to make any text easier to read.
Adding a gradient to the background
To add a gradient to the background:
1) From the As drop-down list on the Background page, select Gradient. The page now
displays the gradient options (Figure 165), with an example in the preview pane to the right.
2) Select the required gradient from the list.
3) Click OK.
Figure 165: Frame dialog: Background page showing Gradient choices
Adding a graphic to the background
To add a graphic to the background:
1) From the As drop-down list on the Background page, select Graphic. The page now
displays the graphics options, as shown in Figure 166.
2) Click the Browse button. The Find Graphics dialog opens.
Chapter 4 Formatting Pages 159

3) Find the file you want and then click the Open button. The Find Graphics dialog closes and
the selected graphic appears in the preview box on the right-hand side of the Background
page. (If you do not see the graphic, select the Preview option.)
4) To embed the graphic in your document, deselect Link. To link the graphic to the document
but not embed it, select Link. For more about linking graphics, see Chapter 8, Working with
Graphics.
5) In the Type area, choose how you want the background graphic to appear:
a) To position the graphic in a specific location, select Position and then click the
desired location in the position grid.
b) To stretch the graphic to fill the entire background area, select Area.
c) To repeat the graphic across the entire background area, select Tile.
6) In the Transparency area, you can adjust the transparency of the graphic. This adjustment
is often necessary to make any text easier to read.
Figure 166: Graphic options on the Background page of the Frame dialog
Figure 167: Frame dialog: Background page showing color choices
160 LibreOffice 4.2 Writer Guide

Deleting color, gradient or graphics from the background
To delete color, gradient or graphics from the background:
1) From the As drop-down list, select Color.
2) Click No Fill on the color grid.
3) Click OK.
Chapter 4 Formatting Pages 161


Chapter 5
Printing, Exporting, Faxing,
and E-Mailing

Quick printing
Click the Print File Directly icon to send the entire document to the default printer defined for
your computer.
Note
You can change the action of the Print File Directly icon to send the document to
the printer defined for the document instead of the default printer for the computer.
Go to Tools > Options > Load/Save > General and select the Load printer
settings with the document option.
Controlling printing
For more control over printing, use the Print dialog (File > Print or Ctrl+P).
Figure 168: The Print dialog
Note
The options selected on the Print dialog apply to this printing of this document
only.
To specify default printing settings for LibreOffice, go to Tools > Options >
LibreOffice > Print and Tools > Options > LibreOffice Writer > Print. See
Chapter 2, Setting Up Writer, for more details.
The Print dialog has four tabs, from which you can choose a range of options, as described in the
following sections.
164 LibreOffice 4.2 Writer Guide

Selecting general printing options for a document
On the General tab of the Print dialog, you can choose:
•The printer (from the printers available)
•Which pages to print (the current page number is displayed here), the number of copies to
print, and whether to collate multiple copies (Range and copies section)
•Whether to print any comments that are in the document, and where to print the
comments.
Some selections may not be available all the time. For example, if the document contains no
comments, the Print – Comments drop-down list does not work.
Figure 169: Choosing whether and where to print comments
Click the Properties button to display a dialog where you can choose portrait or landscape
orientation, which paper tray to use, and the paper size to print on.
On the Options tab of the Print dialog, you can choose various other options for printing.
Figure 170: General print options
Printing multiple pages on a single sheet of paper
You can print multiple pages of a document on one sheet of paper. To do this:
1) In the Print dialog, select the Page Layout tab (Figure 171).
Chapter 5 Printing, Exporting, Faxing, and E-Mailing 165

Figure 171: Printing multiple page per sheet of paper
2) In the Layout section, select from the drop-down list the number of pages to print per sheet.
The preview panel on the left of the Print dialog shows how the printed document will look.
When printing more than 2 pages per sheet, you can choose the order in which they are
printed across and down the paper. The two pictures below show the difference.
3) In the Page sides section, select whether to print all pages or only some pages.
4) Click the OK button.
Tip To print two pages per sheet in “facing pages” (book layout) style, print from Print
Preview instead. See page 169.
166 LibreOffice 4.2 Writer Guide

Selecting what to print
In addition to printing a full document, you can choose to print individual pages, ranges of pages,
or a selection of a document, as described in this section.
Printing an individual page:
1) Choose File > Print from the Menu bar.
2) On the Print dialog, select the page to print.
3) In the Range and copies section of the General page, select the Pages option.
4) Enter the sequence number of the page you want to print. This may differ from the page
number if you have restarted page numbering within the document. The preview box
changes to show the selected page.
5) Click the OK button.
Printing a range of pages:
1) Choose File > Print from the Menu bar.
2) On the Print dialog, select the range of pages to print.
3) In the Ranges and copies section of the General page, select the Pages option.
4) Enter the sequence numbers of the pages to print (for example, 1–4 or 1,3,7,11).
5) Click the OK button.
Printing a selection of text:
1) In the document, select the material (text and graphics) to print.
2) Choose File > Print from the menu bar.
3) The Ranges and copies section of the Print dialog now includes a Selection option and the
preview box shows the selected material. See Figure 172.
4) Click the OK button.
Printing a brochure
In Writer, Impress, and Draw, you can print a document with two pages on each side of a sheet of
paper, arranged so that when the printed pages are folded in half, the pages are in the correct
order to form a booklet or brochure.
Tip Plan your document so it will look good when printed half size; choose appropriate
margins, font sizes, and so on. You may need to experiment.
To print a brochure on a single-sided printer:
1) Choose File > Print.
2) On the General page of the Print dialog, click Properties.
3) Check the printer is set to the same orientation (portrait or landscape) as specified in the
page setup for your document. Usually the orientation does not matter, but it does for
brochures. Click OK to return to the Print dialog.
4) Select the Page layout tab in the Print dialog.
5) Select the Brochure option.
6) In the Page sides section, select Back sides / left pages option from the Include drop-down
list. (See Figure 173.)
7) Click the OK button.
Chapter 5 Printing, Exporting, Faxing, and E-Mailing 167

Figure 172: Printing a selection of text
Figure 173: Selecting which pages to print
8) Take the printed pages out of the printer, turn the pages over, and put them back into the
printer in the correct orientation to print on the blank side. You may need to experiment a bit
to find out what the correct arrangement is for your printer.
9) On the Print dialog, in the Page sides section, select Front sides / right pages option from
the Include drop-down box.
10) Click the OK button.
Tip If your printer can print double-sided automatically, choose All pages.
168 LibreOffice 4.2 Writer Guide

Printing in black and white (on a color printer)
You may wish to print documents in black and white on a color printer. Several choices are
available. Please note that some color printers may print in color regardless of the settings you
choose.
Change the printer settings to print in black and white or grayscale:
1) Choose File > Print to open the Print dialog.
2) Click Properties to open the Properties dialog for the printer. The available choices vary
from one printer to another, but you should find options for the Color settings. See your
printer’s help or user manual for more information.
3) The choices for color might include black and white or grayscale. Choose the required
setting.
4) Click OK to confirm your choice and return to the Print dialog,
5) Click the OK button to print the document.
Tip Grayscale is best if you have any graphics in the document.
Change the LibreOffice settings to print all color text and graphics as grayscale:
1) Choose Tools > Options > LibreOffice > Print.
2) Select the Convert colors to grayscale option. Click OK to save the change.
3) Open the Print dialog (File > Print).
4) Click the OK button to print the document.
Change the LibreOffice Writer settings to print all color text as black, and all graphics as grayscale:
1) Choose Tools > Options > LibreOffice [Component] > Print.
2) Under Contents, select the Print text in black option. Click OK to save the change.
3) Open the Print dialog (File > Print).
4) Click the OK button to print the document.
Previewing pages before printing
The normal page view in Writer shows you what each page will look like when printed and you can
edit the pages in that view. If you are designing a document to be printed double-sided, you may
want to see what facing pages look like. Writer provides two ways to do this:
•View Layout (editable view): use the Facing Pages (Book Preview) button on the status bar.
•Page Preview (read-only view).
To use Page Preview:
1) Choose File > Page Preview (or click the Page Preview button on the Standard
toolbar). Writer now displays the Page Preview toolbar instead of the Formatting toolbar.
Figure 174: Page Preview toolbar
Chapter 5 Printing, Exporting, Faxing, and E-Mailing 169

2) Select the required preview button: Two Pages , Multiple Pages or Book
Preview .
3) To print the document from this view, click the Print document button to open the
Print dialog.
4) Choose the print options and click the OK button.
Printing envelopes
Printing envelopes involves two steps: setup and printing.
To set up an envelope to be printed by itself or with your document:
1) Click Insert > Envelope from the Menu bar.
2) In the Envelope dialog, start with the Envelope tab. Verify, add, or edit the information in the
Addressee and Sender (the “from” on the envelope) boxes.
Figure 175: Choosing addressee and sender information for an envelope
You can type information directly into the Addressee and Sender boxes, or use the right-
hand drop-down lists to select the database or table from which you can draw the envelope
information, if desired. See Chapter 11, Using Mail Merge, for details on how to print
envelopes from a database.
3) On the Format page, verify or edit the positioning of the addressee and the sender
information. The preview area on the lower right shows the effect of your positioning
choices.
170 LibreOffice 4.2 Writer Guide

Figure 176: Choosing positioning and size of elements for an envelope
4) To format the text of these blocks, click the Edit buttons to the right. In the drop-down list
you have two choices for each button: Character and Paragraph.
•Selecting Character opens a Character dialog, similar to the standard Character dialog,
but omitting Borders, allowing you to set the formatting of the text's attributes.
•Selecting Paragraph opens a Paragraph dialog, similar to the standard Paragraph
dialog, but omitting Outline & Numbering, allowing you to set the paragraph's attributes.
5) In the lower left of this page, the Size section, choose the envelope format from the drop-
down list. The width and height of the selected envelope then show in the boxes below the
selected format. If you chose a pre-existing format, just verify these sizes. If you chose
User defined in the Format list, then you can edit the sizes.
6) After formatting, go to the Printer page to choose printer options such as envelope
orientation and shifting. You may need to experiment a bit to see what works best for your
printer.
You can also choose a different printer or alter printer setup (for example, specify the tray
that holds envelopes) for this print job by clicking the Setup button and making selections
on the Printer Setup dialog.
7) When you have finished formatting and are ready to print, click either the New Document
or Insert button to finish. New Document makes only an envelope or starts a new
document with the envelope. Insert puts the envelope into your existing document as
page 1.
To not proceed with this envelope, click Cancel or press the Esc key. You can also click
Reset to remove your changes and return to the original settings when the dialog opened.
Chapter 5 Printing, Exporting, Faxing, and E-Mailing 171

When the Envelope dialog closes, you are returned to your document, which now has the envelope
in the same file as the document. Save this file before you do anything else.
Figure 177: Choosing printer options for an envelope
To print the envelope:
1) Choose File > Print from the menu bar.
2) On the Print dialog, under Print range, choose Pages and type 1 in the box. Click OK to
print.
Printing labels
Labels are commonly used for printing address lists (where each label shows a different address),
but they can also be used for making multiple copies of one label only, for example return-address
stickers. To print labels:
1) Choose File > New > Labels on the Menu bar. The Labels dialog opens.
2) On the Labels page, fill in your own label text in the Inscription box, or use the Database
and Table drop-down lists to choose the required information, as described in Chapter 11,
Using Mail Merge.
172 LibreOffice 4.2 Writer Guide

Figure 178: Labels dialog, Labels page
3) Select the label stock in the Brand drop-down list. The types for that brand then appear in
the Type drop-down list. Select the size and type of labels required. You can also select
User in the Type drop-down list and then make specific selections on the Format page.
4) On the Format page, choose the pitch, sizes, margins, columns and rows for user-defined
labels, or just verify with a brand of label stock you have loaded into the printer.
Figure 179: Labels dialog, Format page
5) Click Save to save your new format.
6) On the Options page, choose to print the entire page of labels or one single label, then
select which one by the column and row. You can also change printer setup.
Chapter 5 Printing, Exporting, Faxing, and E-Mailing 173

Figure 180: Labels dialog, Options page
7) When you have finished formatting, click New Document to create your sheet of labels or
click Cancel (or press the Esc key). You can also click Reset to remove your changes and
return to the original settings when the dialog opened.
8) You can print using the Print File Directly icon on the toolbar or by choosing File > Print
from the Menu bar, or you can save the file to print later.
Sending a fax
To send a fax directly from LibreOffice, you need a fax modem and a fax driver that allows
applications to communicate with the fax modem.
1) Open the Print dialog (Figure 168) by choosing File > Print and select the fax driver in the
Printer list.
2) Click OK to open the dialog for your fax driver, where you can select the fax recipient.
You can set up a toolbar button so that a single click sends the current document as a fax. To add
a button for this purpose to a toolbar, see Chapter 16, Customizing Writer.
Exporting to PDF
LibreOffice can export documents to PDF (Portable Document Format). This industry-standard file
format for file viewing is ideal for sending the file to someone else to view using Acrobat Reader or
other PDF viewer.
Quick export to PDF
Click the Export Directly as PDF button to export the entire document using the PDF settings
you most recently selected in the PDF Options dialog. You are asked to enter the file name and
location for the PDF file, but you do not get a chance to choose a page range, the image
compression, or other options.
Controlling PDF content and quality
For more control over the content and quality of the resulting PDF, use File > Export as PDF. The
PDF Options dialog opens. This dialog has five pages (General, Initial View, User Interface, Links,
and Security). Select the appropriate settings, and then click Export. On the Export dialog, enter
the location and file name of the PDF to be created, then click Export to export the file.
174 LibreOffice 4.2 Writer Guide

General page of PDF Options dialog
On the General page (Figure 181), you can choose which pages to include in the PDF, the type of
compression to use for images (which affects the quality of images in the PDF), and other options.
Range section
•All: Exports the entire document.
•Pages: To export a range of pages, use the format 3-6 (pages 3 to 6). To export single
pages, use the format 7;9;11 (pages 7, 9, and 11). You can also export a combination of
page ranges and single pages, by using a format like 3-6;8;12.
•Selection: Exports whatever material is selected.
Images section
•Lossless compression: Images are stored without any loss of quality. Tends to make
large files when used with photographs. Recommended for other kinds of images or
graphics.
•JPEG compression: Allows for varying degrees of quality. A setting of 90% works well with
photographs (small file size, little perceptible loss of quality).
•Reduce image resolution: Lower-DPI (dots per inch) images have lower quality. For
viewing on a computer screen generally a resolution of 72dpi (for Windows) or 96dpi
(GNU/Linux) is sufficient, while for printing it is generally preferable to use at least 300 or
600 dpi, depending on the capability of the printer. Higher dpi settings greatly increase the
size of the exported file.
Note
EPS (Encapsulated PostScript) images with embedded previews are exported only
as previews. EPS images without embedded previews are exported as empty
placeholders.
Figure 181: General page of PDF Options dialog
Chapter 5 Printing, Exporting, Faxing, and E-Mailing 175

Watermark section
•Sign with Watermark: When this option is selected, a transparent overlay of the text you
enter into the Watermark Text box will appear on each page of the PDF.
General section
•Embed OpenDocument file: Use this setting to export the document as a PDF file
containing two file formats: PDF and ODF. In PDF viewers it behaves like a normal PDF
file, and it remains fully editable in LibreOffice.
•PDF/A-1a: PDF/A-1a is an ISO standard for long-term preservation of documents, by
embedding all the information necessary for faithful reproduction (such as fonts) while
forbidding other elements (including forms, security, and encryption). PDF tags are written.
If you select PDF/A-1a, the forbidden elements are grayed-out (not available).
•Tagged PDF: Tagged PDF contains information about the structure of the document’s
contents. This can help to display the document on devices with different screens, and
when using screen reader software. Some tags that are exported are table of contents,
hyperlinks, and controls. This option can increase file sizes significantly.
•Create PDF form – Submit format: Choose the format of submitting forms from within the
PDF file. This setting overrides the control’s URL property that you set in the document.
There is only one common setting valid for the whole PDF document: PDF (sends the
whole document), FDF (sends the control contents), HTML, and XML. Most often you will
choose the PDF format.
•Export bookmarks: Creates PDF bookmarks (a table of contents list displayed by most
PDF viewers, including Adobe Reader) for all headings in the document.
•Export comments: Exports comments as PDF notes. You may not want this!
•Export automatically inserted blank pages: If selected, automatically inserted blank
pages are exported to the PDF. This is best if you are printing the PDF double-sided. For
example, books usually have chapters set to always start on an odd-numbered (right-hand)
page. When the previous chapter ends on an odd page, LibreOffice inserts a blank page
between the two odd pages. This option controls whether to export that blank page.
Earlier versions of LibreOffice had the option:
• Embed standard fonts: Normally the 14 standard PostScript fonts were not embedded in
a PDF file, because PDF reader software already contained these fonts. However, you
could choose to embed these fonts in all PDF documents created by LibreOffice to
enhance display accuracy in PDF viewers.
The PostScript fonts are now embedded by default.
Initial View page of PDF Options dialog
On the Initial View page, you can choose how the PDF opens by default in a PDF viewer. The
selections should be self-explanatory.
If you have Complex Text Layout enabled (in Tools > Options > Language settings >
Languages), an additional selection is available under Continuous facing: First page is left
(normally, the first page is on the right when using the Continuous facing option).
176 LibreOffice 4.2 Writer Guide

Figure 182: Initial View page of PDF Options dialog
User Interface page of PDF Options dialog
On the User Interface page, you can choose more settings to control how a PDF viewer displays
the file. Some of these choices are particularly useful when you are creating a PDF to be used as a
presentation or a kiosk-type display.
Window options section
•Resize window to initial page. Causes the PDF viewer window to resize to fit the first
page of the PDF.
•Center window on screen. Causes the PDF viewer window to be centered on the
computer screen.
•Open in full screen mode. Causes the PDF viewer to open full-screen instead of in a
smaller window.
•Display document title. Causes the PDF viewer to display the document’s title in the title
bar.
Figure 183: User Interface page of PDF Options dialog
Chapter 5 Printing, Exporting, Faxing, and E-Mailing 177

User interface options section
•Hide menu bar. Causes the PDF viewer to hide the menu bar.
•Hide toolbar. Causes the PDF viewer to hide the toolbar.
•Hide window controls. Causes the PDF viewer to hide other window controls.
Bookmarks
Select how many heading levels are displayed as bookmarks, if Export bookmarks is selected
on the General page.
Links page of PDF Options dialog
On the Links page, you can choose how links in documents are exported to PDF.
Figure 184: Links page of PDF Options dialog
Export bookmarks as named destinations
If you have defined Writer bookmarks, this option exports them as “named destinations” to
which Web pages and PDF documents can link.
Convert document references to PDF targets
If you have defined links to other documents with OpenDocument extensions (such as .odt,
.ods, and .odp), this option converts the files names to .pdf in the exported PDF document.
Export URLs relative to the file system
If you have defined relative links in a document, this option exports those links to the PDF.
Cross-document links
Set up the behavior of the PDF links to other files. Select one among the following alternatives:
•Default mode: The PDF links will be handled as specified in your operating system.
•Open with PDF reader application: Use the same application used to display the PDF
document to open linked PDF documents.
•Open with Internet browser: Use the default Internet browser to display linked PDF
documents.
Security page of PDF Options dialog
PDF export includes options to encrypt the PDF (so it cannot be opened without a password) and
apply some digital rights management (DRM) features.
•With an open password set, the PDF can only be opened with the password. Once opened,
there are no restrictions on what the user can do with the document (for example, print,
copy, or change it).
178 LibreOffice 4.2 Writer Guide

•With a permissions password set, the PDF can be opened by anyone, but its permissions
can be restricted. See Figure 185. After you set a password for permissions, the other
choices on the Security page become available.
•With both the open password and permission password set, the PDF can only be opened
with the correct password, and its permissions can be restricted.
Note Permissions settings are effective only if the user’s PDF viewer respects the settings.
Figure 185: Security page of PDF Options dialog with passwords set
Figure 186 shows the pop-up dialog displayed when you click the Set passwords button on the
Security page of the PDF Options dialog.
Once you have set all the options you require, click on Export to open the Export dialog, where
you can set the file name and the save location.
Figure 186: Setting a password to encrypt a PDF
Chapter 5 Printing, Exporting, Faxing, and E-Mailing 179

Note
Another choice is to use File > Export. This opens the Export dialog. Select the
PDF file format, file name and location and click Export. This then opens the PDF
Options dialog, as described above. Click Export when all the selections have been
made.
Exporting to XHTML
LibreOffice uses the term “export” for some file operations involving a change of file type.
LibreOffice can export files to XHTML. Other formats may be made available through extensions.
To export to XHTML, choose File > Export. On the Export dialog, specify a file name for the
exported document, then select the XHTML in the File format list and click the Export button.
Figure 187: Export file formats
E-mailing Writer documents
LibreOffice provides several ways to quickly and easily send a Writer document as an e-mail
attachment in one of three formats: ODT (OpenDocument Text, Writer’s default format), DOC
(Microsoft Word format), or PDF.
Note Documents can only be sent from the LibreOffice mail merge wizard if a mail profile
has been set up in Tools > Option > LibreOffice Writer > Mail Merge E-mail.
To send the current document in ODT format, choose:
1) File > Send > Document as E-mail, or File > Send > E-mail as OpenDocument Text.
Writer opens your default e-mail program. The document is attached.
2) In your e-mail program, enter the recipient, subject, and any text you want to add, then
send the e-mail.
If you choose E-mail as Microsoft Word, Writer first creates a DOC file and then opens your
e-mail program with the DOC file attached. Similarly, if you choose E-mail as PDF, Writer opens
the PDF Options dialog where you can select the settings you want, then creates a PDF and then
opens your email program with the PDF file attached.
E-mailing a document to several recipients
To e-mail a document to several recipients, you can use the features in your e-mail program or you
can use LibreOffice’s mail merge facilities to extract email addresses from an address book.
You can use LibreOffice’s mail merge to send e-mail in two ways:
•Use the Mail Merge Wizard to create the document and send it. See Chapter 11, Using Mail
Merge, for details.
180 LibreOffice 4.2 Writer Guide

•Create the document in Writer without using the Wizard, then use the Wizard to send it.
This method is described here.
To use the Mail Merge Wizard to send a previously-created Writer document:
1) Open the document in Writer. Click Tools > Mail Merge Wizard. On the first page of the
wizard, select Use the current document and click Next.
Figure 188: Select starting document
2) On the second page, select E-mail message for the type of document to create and click
Next.
Figure 189: Select document type
3) On the third page, click the Select Address List button. Select the required address list
(even if only one is shown) and then click OK. (If the address list you need is not shown
here, you can click Add to find and add it to the list.)
Chapter 5 Printing, Exporting, Faxing, and E-Mailing 181

Figure 190: Selecting an address list
4) Back on the Select address list page, click Next. On the Create salutation page, deselect
the checkbox by This document should contain a salutation.
Figure 191: Deselecting a salutation
5) In the left-hand list, click Step 8. Save, print or send. LibreOffice displays a “Creating
documents” message and then displays the Save, print or send page of the Wizard.
6) Select Send merged document as E-Mail. The lower part of the page changes to show
e-mail settings choices.
7) Type a subject for your email and click Send documents. LibreOffice sends the e-mails.
182 LibreOffice 4.2 Writer Guide

Figure 192: Sending a document as an email message
Digital signing of documents
To sign a document digitally, you need a personal key, also known as a certificate. A personal key
is stored on your computer as a combination of a private key, which must be kept secret, and a
public key, which you add to your documents when you sign them. You can get a certificate from a
certification authority, which may be a private company or a governmental institution.
When you apply a digital signature to a document, a kind of checksum is computed from the
document’s content plus your personal key. The checksum and your public key are stored together
with the document.
When someone later opens the document on any computer with a recent version of LibreOffice,
the program will compute the checksum again and compare it with the stored checksum. If both
are the same, the program will signal that you see the original, unchanged document. In addition,
the program can show you the public key information from the certificate. You can compare the
public key with the public key that is published on the web site of the certificate authority.
Whenever someone changes something in the document, this change breaks the digital signature.
On Windows operating systems, the Windows features of validating a signature are used. On
Solaris and Linux systems, files that are supplied by Thunderbird, Mozilla or Firefox are used. For
a more detailed description of how to get and manage a certificate, and signature validation, see
“Digital Signatures” in the LibreOffice Help.
To sign a document:
1) Choose File > Digital Signatures.
2) If you have not saved the document since the last change, a message box appears. Click
Yes to save the file.
3) The Digital Signatures dialog opens. Click Sign Document to add a public key to the
document.
Chapter 5 Printing, Exporting, Faxing, and E-Mailing 183

4) In the Select Certificate dialog, select your certificate and click OK to return to the Digital
Signatures dialog.
5) The certificate used is displayed in the dialog with an icon next to its name.
This icon indicates the status of the digital signature.
•An icon with a red seal indicates that the document was signed and the certificate
was validated.
•An icon with a yellow caution triangle overlaying the red seal indicates that the
document is signed but that the certificate could not be validated.
•An icon of a yellow caution triangle indicates an invalid digital signature.
6) Click Close to apply the digital signature.
A signed document shows an icon in the status bar. You can double-click the icon to view the
certificate. More than one signature can be added to a document.
Removing personal data
You may wish to ensure that personal data, versions, comments, hidden information, or recorded
changes are removed from files before you send them to other people or create PDFs from them.
In Tools > Options > LibreOffice > Security > Options, you can set LibreOffice to remind (warn)
you when files contain certain information and remove personal information automatically on
saving.
To remove personal and some other data from a file, go to File > Properties. On the General tab,
uncheck Apply user data and then click the Reset button. This removes any names in the created
and modified fields, deletes the modification and printing dates, and resets the editing time to zero,
the creation date to the current date and time, and the version number to 1.
To remove version information, either (a) go to File > Versions, select the versions from the list
and click Delete, or (b) use Save As and save the file with a different name.
184 LibreOffice 4.2 Writer Guide

Chapter 6
Introduction to Styles
Paragraph, Page, Character, and List Styles

What are styles?
Most people are used to writing documents according to physical attributes. For example, you
might specify the font family, font size, and weight (for example: Helvetica 12pt, bold).
Styles are logical attributes. We use styles every day. For example, there are different styles of
personal computer: desktop, tablet, netbook, laptop, and so on. Each has its own distinctive set of
properties. You never say “my computer is a low-weight, one-piece unit with an LCD screen
attached to a rectangular casing containing the computing components and the keyboard”. Instead,
you would probably say that you have a laptop.
LibreOffice styles are a way to do the same thing for your document. Using styles means that you
could stop saying “font size 14pt, Times New Roman, bold, centered” and start saying “title” for
describing that particular font usage. In other words, styles mean that you shift the emphasis from
what the text looks like to what the text is.
Why use styles?
Styles help improve consistency in a document. They also make major formatting changes easy.
For example, you might decide to change the indentation of all paragraphs or change the font of all
titles. For a long document, this simple task could be prohibitive. Styles make the task easy.
The time is 9:50 AM, and Jane is finishing the 30-page paper for school that is due at
10:00 AM. She looks over the assignment one more time, and suddenly she realizes that:
•The text must use Arial font instead of Times New Roman.
•The headings must be dark blue and indented.
•The title must appear at the top-right of every page except the first.
•Even-numbered pages must have a wider right margin, and odd-numbered pages
must have a wider left margin.
Thankfully, Jane used LibreOffice Writer and styles. She makes all the changes in only
two minutes and hands in the paper on time.
Style categories
LibreOffice Writer has five style categories:
•Paragraph styles affect entire paragraphs represented with those styles.
•Character styles affect a block of text inside a paragraph.
•Page styles affect page formatting (page size, margin, and the like).
•Frame styles affect frames and graphics.
•List styles affect outlines, numbered lists, and bulleted lists.
In the same way that characters are the building blocks for creating words, paragraphs are the
building blocks of every document. Headings (subheads) are paragraphs; headers, footers, and
numbered lists are also paragraphs. Paragraph styles are, therefore, the most frequently used
styles and are the ones treated in most detail in this and the next chapter.
186 LibreOffice 4.2 Writer Guide

The Styles and Formatting window
Styles are available through a floating or dockable window called Styles and Formatting, shown in
Figure 193. This window is at the center of styles management. Do not worry if, at first, some
contents of this section seem obscure while progressing through this or the next chapter. This
guide describes how to use all these functions.
Figure 193: The Styles and Formatting window showing paragraph styles
To open the Styles and Formatting window, do any one of the following:
•Click on the ( ) icon located at the left-hand end of the Formatting toolbar.
•Select Format > Styles and Formatting.
• Press F11.
Tip You can move the Styles and Formatting window to a convenient position on the
screen or dock it to an edge.
Style selection basics
The first five buttons at the top of the Styles and Formatting window select the category of styles to
work on. Click on one of these buttons to display a list of styles in that category, such as paragraph
or character styles.
To apply a character style to existing text, select the text and then double-click on the name of the
style in the Character Styles list. To apply any other style, put the cursor in the paragraph, frame, or
page you want to modify and double-click on the name of the style in the corresponding section.
You can select more than one paragraph or frame and apply the same style to all of them at the
same time.
Using Fill Format mode
The sixth icon at the top of the Styles and Formatting window activates the Fill Format mode. You
can use Fill Format to apply a style to many different areas quickly without having to go back to the
Styles and Formatting window and double-click every time. This method is useful for formatting
many scattered paragraphs, words, or other items with the same style, and it may be easier to use
than making multiple selections first and then applying a style to all of them.
1) Open the Styles and Formatting window (Figure 193) and select a style.
2) Click the Fill Format Mode button ( ).
Chapter 6 Introduction to Styles 187

3) To apply a paragraph, page, or frame style, hover the mouse over the paragraph, page, or
frame and click. To apply a character style, hold down the mouse button while selecting the
characters. Clicking on a word applies the character style to that word.
4) Repeat step 3 until you have made all the changes for that style.
5) To quit the Fill Format mode, click the button again or press the Esc key.
Caution When this mode is active, a right-click anywhere in the document undoes the last
Fill Format action. Be careful not to accidentally right-click and mistakenly undo
actions you want to keep.
Using New Style from Selection, Update Style, and Load Styles
Styles are part of the document properties, therefore changes made to a style or new styles you
create are only available within the document they belong to. Styles always stay with a document.
So, for example, if you e-mail a document to another person, the styles go with it.
If you want to reuse modified or new styles in other documents, you need to either save the styles
in a template (see Chapter 10) or copy the styles into the document where you want to use them.
The last button in the toolbar of the Styles and Formatting window is a menu button that gives
access to three submenu functions: New Style from Selection, Update Style, and Load Styles.
New Style from Selection
Use the first function of the button to create a new style from the formatting of an object in the
current document. For instance, you can change the formatting of a paragraph or frame until it
appears as you like, and then you can turn that object’s formatting into a new style. This procedure
can save time because you do not have to remember all the formatting settings you want, as is
necessary when creating a new style with the Style dialog. In addition, unlike when setting the
formatting parameters in the pages of dialogs, which you will learn to do later, you can immediately
see how the objects will look when formatted with the style you are creating.
Follow these steps to create a new style from a selection:
1) Change the formatting of the object (paragraph, frame, etc.) to your liking.
2) From the buttons at the top of the window, choose the category of style to create
(paragraph, character, and so on).
3) In the document, select the item to save as a style.
4) Go back to the Styles and Formatting window and click the New Style from Selection
button, then select New Style from Selection from the menu.
In the Create Style dialog, type a name for the new style. The list shows the names of existing
custom styles of the selected type, if any. Click OK to save the new style.
188 LibreOffice 4.2 Writer Guide

Update Style (from a selection)
Let’s use paragraph styles as an example.
1) Create a new paragraph (or select an existing paragraph) and edit all the properties you
want to alter in the style (such as indentation, font properties, alignment, and others).
Caution Make sure that there are uniform properties in this paragraph. For example, if
there are two different font sizes in the paragraph which is selected to be used to
update the style, that particular property will not be updated.
2) Select the paragraph by clicking anywhere in the paragraph.
3) In the Styles and Formatting window, select the style you want to update (single-click, not
double-click) and then click on the New Style from Selection button and select Update
Style.
Figure 194: Updating a style from a selection
The procedure to update another category of style (character, page, or frame styles) is the same:
select the item in question, modify it, select the style you want to update, and choose Update
Style.
Load Styles (from a template or document)
The last option under the New Style from Selection icon is used to copy styles into the current
document by loading them from a template or another document. Using this method, you can copy
all styles, or groups of styles, at one time.
1) Open the document to copy styles into.
2) In the Styles and Formatting window, click on the New Style from Selection icon and then
on Load Styles (see Figure 194).
3) In the Load Styles dialog (Figure 195), find and select the template to copy styles from.
Figure 195: Loading styles from a template
Chapter 6 Introduction to Styles 189

4) Click on the From File button if the styles you want are contained in a text document rather
than a template. In this case, a standard file selection dialog opens up, where you can
select the desired document.
5) Select the options for the types of styles to be copied: Text (Paragraph and Character
styles), Frame, Pages, Numbering (List styles). If you select Overwrite, the styles being
copied will replace any styles of the same names in the target document.
6) Click OK to copy the styles.
Using the visible styles filters
At the bottom of the Styles and Formatting window (Figure 196), use the drop-down menu to select
a filtering criterion for the contents of the main body of the window. Normally, you will find that only
a handful of styles are needed in any given document, and it makes sense to have only these
styles shown.
So, at the beginning of the writing process, you may want to have access to all the available styles
(by selecting All Styles), and to then exclude some of them from use (Ctrl+click to select each
style to be excluded and finally right-click one of these files and select Hide from the context
menu). However, as the document develops, it is useful to reduce the size of the list displayed to
only the styles already in use (by selecting Applied Styles). If you work on a document where you
want to apply special-purpose styles only (such as those styles used in writing this user guide),
select instead Custom Styles. The Hierarchical Styles view is most useful when modifying styles
as it reveals which styles are linked together. This topic is discussed in more detail in Chapter 7,
Working with Styles.
Figure 196: Styles and Formatting filter
If you select the Paragraph Styles view in the Styles and Formatting window, the drop-down menu
contains many more filtering options so you can view, for example, only Text Styles, Special
Styles, and so on.
Drag-and-drop a selection to create a style
Another way to create a new style is to drag-and-drop a text selection into the Styles and
Formatting window.
1) Open the Styles and Formatting window.
2) Select the style category you are going to create (for example a character style) using one
of the five icons in the top left part of the window.
190 LibreOffice 4.2 Writer Guide

3) Select the object on which you want to base the style and drag it to the Styles and
Formatting window. The cursor changes to indicate whether the operation is possible or
not.
4) In the Create Style dialog which opens, type a name for the new style and click OK to save
the style.
Note You cannot use the drag-and-drop method to create a custom page style.
Applying styles
Styles can be applied easily by means of the Styles and Formatting window. However, alternative
ways exist to apply certain styles, as explained in this section.
Applying paragraph styles
When drafting a document, the most used style is the paragraph style. LibreOffice offers two quick
alternatives to the Styles and Formatting window to apply this category of style: the Apply Style list
and the Format Paintbrush button.
Using the Apply Style list
When a paragraph style is in use in a document, the style name appears on the Apply Style list
near the left end of the formatting bar, to the right of the Styles and Formatting button. You can
select styles from this menu, just as you can from the Styles and Formatting window.
Figure 197: Apply Style list
To apply a style from this menu, place the cursor in the paragraph to change, click on the desired
style or use the up or down arrow keys to move through the list, then press Enter to apply the
highlighted style.
Tip Select More at the bottom of the list to open the Styles and Formatting window.
Chapter 6 Introduction to Styles 191

Using the Format Paintbrush
You can use the Format Paintbrush to apply a certain paragraph style to another paragraph or to a
group of paragraphs. Start by placing the cursor inside the paragraph you want to copy. Table 6
shows the formatting copied as a result of a particular cursor position. Table 7 shows the formatting
painted as a result of the format copied and the cursor position when painting. Cases A, B, and C
refer to the example shown in Figure 198.
Table 6: Cursor positioning
Case Type of selection Action
A No selection. Cursor in the
space between two words.
Copies the formatting of the paragraph and the
character formatting of the next character in the
text flow direction.
B No selection, cursor in any
word.
As above.
C Text selected. Copies the formatting of the last selected
character and the paragraph.
Table 7: Format Paintbrush click position
Case
selection
Paint position Result
A, or B, or C In a space between words. Paragraph formatting only.
A In a word or selection. As above.
B, or C In a word or a selection. Paragraph formatting applied.
Word or selection formatted with character
format from original paragraph.
Now do one of the following:
1) To format a single paragraph:
a) Click the Format Paintbrush icon ( ) in the Standard Toolbar.
b) The cursor changes into an ink bottle ( ). Now click the paragraph (see Table 7) to
which you want to apply the copied style.
If you press Shift+Ctrl while clicking, you exclude any character formatting wherever
you select to click.
c) The paragraph is formatted and the cursor then returns to normal
2) To format more than one paragraph:
a) Double-click the Format Paintbrush icon.
b) The cursor changes shape. Now click each of the paragraphs (see Table 7) to which
you want to apply the copied style.
If you press Shift+Ctrl while clicking, you exclude any character formatting wherever
you select to click.
c) The paragraphs are formatted. Click the Format Paintbrush icon once more, or press
the Esc key to revert to normal.
192 LibreOffice 4.2 Writer Guide

Figure 198: Showing the results of Table 6 and Table 7 on the unformatted paragraph
Example: Applying a paragraph style
Let's see the three methods described above in action with an example.
To use the Styles and Formatting method:
1) Create a new document (choose File > New > Text Document or press Ctrl+N).
2) Type the words Heading 1 in the new document, but do not press Enter so that the cursor
remains in that same line where you typed.
3) Click the Styles and Formatting button ( ) located on the Formatting Bar or press the
F11 key. This opens the Styles and Formatting window.
4) Make sure the window is showing the Paragraph Styles section: click on the top-left button
( ) of the Styles and Formatting window if it's not.
Figure 199: Click on the Styles and Formatting button to bring up the window
Chapter 6 Introduction to Styles 193

Double-click the Heading 1 entry of Styles and Formatting (Figure 200). This does two things:
•Gives the line (actually, its entire paragraph) you typed the Heading 1 style.
•Adds Heading 1 to the Apply Style menu.
Figure 200: Applying paragraph styles
To use the Apply Styles list (Figure 200):
1) Repeat steps 1 and 2 from the previous example.
2) Select Heading 1 in the Apply Styles list.
The text acquires the properties of the Heading 1 style. If the paragraph style you want is not in the
Apply Style list, select More to bring up the Styles and Formatting window. If the Styles and
Formatting window is still open, you may notice that the Heading 1 style is also highlighted in the
main window, as shown in Figure 200.
Finally, try the Format Paintbrush.
Recreate the text in Figure 198 and add extra formatting to some of the text; bold and italic was
used in the example. Place the cursor at a point in the text and click the Format Paintbrush icon (
) to activate it. The cursor changes shape. Move the cursor to one of the new paragraphs and
left-click to apply formatting. Try the different selection points and the different paint points to see
the effects. To apply the formatting to multiple paragraphs, double-click the Format Paintbrush
icon before clicking at a paint point. Clicking back on the icon, or pressing the Esc key, cancels the
format painting.
The cursor shape changes back to the normal one on completion.
Applying character styles
You may have a document that contains character formatting applied directly using the Formatting
toolbar or shortcut keys, and you decide to replace this with character styles formatting. The direct
formatting should be removed before applying new character styles.
To remove the formatting manually, select the characters or words to be altered:
•Select Format > Clear Direct Formatting
•Alternatively, press Ctrl+M.
You can now proceed to apply character styles.
194 LibreOffice 4.2 Writer Guide

Tip
Select all the formatting of one type at a time. Manually removing this formatting
leaves the text elements selected so you can then apply the new character style
immediately.
For example, to remove a number of manually italicized elements:
1) Select each instance (press Ctrl when selecting each subsequent element).
2) Use one of the methods above to remove the formatting (the text remains
selected after removal).
3) In this example, pressing Ctrl+I will also toggle off italics.
4) Apply the character style (for example, Emphasis).
Repeat for each formatted style you wish to replace.
Using the Styles and Formatting window
Open the Styles and Formatting window (press F11) and click the second button in the top bar. The
list of available character styles is displayed. To apply a character style, follow these steps:
1) Select the block of text, or put the cursor into the single word, where you wish to apply the
style.
2) Double-click the appropriate character style in the Styles and Formatting window.
Some character styles supplied in LibreOffice include:
Emphasis character style.
Strong Emphasis character style.
Teletype character style.
Note
One difference between character styles and paragraph styles is the need for
selecting text (highlighting). To apply a character style to more than a single word,
you need to select all of the text to be changed. To apply the style to a single word,
you only have to place the cursor in the word. Paragraph styles are applied to the
whole of the paragraph in which the cursor is placed.
Using the Format Paintbrush
The Format Paintbrush can be used to apply character styles in much the same way as for
paragraphs (see “Using the Format Paintbrush” on page 192).
The difference is that you must select a word that has the required formatting, and that to paint
only the character style, without the underlying paragraph style, you must hold down the Ctrl key
when applying the style.
Unset/undo character styles
Sometimes, you will want to remove the character style formatting from a block of text. You must
resist the temptation to do this manually using the Formatting toolbar. This will only cause trouble
down the road. To remove character style formatting from selected text:
1) Open the Styles and Formatting window (press F11) and click the second button (Character
Styles) in the top bar.
2) With the Styles and Formatting window open, double-click the Default character style.
Chapter 6 Introduction to Styles 195

Applying frame styles
Whenever you insert an object (such as a graphic) into a document, it will automatically have an
invisible frame around it. Some designers like to add frame styles to introduce variety. For
example, you could have one frame style for photographs and a different frame style for other
graphics such as line drawings. The one for photographs might have a border with a drop shadow,
while the one for drawings might have only a border.
To apply a style to a frame:
1) Select the frame.
2) Bring up the Styles and Formatting window (for example, by pressing F11).
3) Click the Frame Styles icon (the third one from the left).
4) Double-click the frame style you want.
Having applied a style to a frame, you can now modify the frame to be just how you want it. Most of
a frame’s design can be set in a style, but the following options must be set manually:
•Anchoring: how the frame is positioned in relation to the rest of the page’s contents
(Format > Anchor).
•Arrangement: the frame’s position in a stack of objects (Format > Arrange).
•Adding a hyperlink: so that a click on the frame opens a Web page or another document in
an HTML file (Insert > Hyperlink).
When a frame is selected, the Frame toolbar replaces the Formatting toolbar, allowing you to
modify the settings. The right-click (context) menu also has items for anchoring and arrangement,
as well as for wrap and alignment.
Applying page styles
To apply a page style, place the cursor anywhere on the page to which the style should be applied.
You can easily check which page style is applied because it is shown on the status bar.
Figure 201: The current page style is displayed on the status bar
If you want to apply a different style, you can either right-click on the style in the status bar and
select a new style from the context menu, or you can open the Styles and Formatting window
(press F11), select the page style icon at the top of the window (fourth icon), and then double-click
on the desired style.
Caution Changing a page style may cause the style of subsequent pages to change as
well. The results may not be what you want. To change the style of only one page,
you may need to insert a manual page break, as described below.
As discussed in Chapter 7, Working with Styles, a correctly set up page style will, in most cases,
contain information on what the page style of the next page should be. For example, when you
apply a Left page style to a page, you can indicate in the style settings that the next page has to
apply a Right page style, a First page style could be followed by either a Left page style or a
Default page style, and so on.
196 LibreOffice 4.2 Writer Guide

Another very useful mechanism to change the page style is to insert a manual page break and
specify the style of the subsequent page. The idea is simple: you break a sequence of page styles
and start a new sequence. To insert a page break, choose Insert > Manual Break and choose
Page break. This section illustrates two common scenarios where page breaks are useful.
Example: Chapters
A possible scenario: You are writing a book that is divided into chapters. Each chapter starts with a
page style called New Chapter. The following pages use the Default page style. At the end of each
(except the last) chapter, we return to the New Chapter page style for the first page of the next
chapter.
Figure 202 illustrates the flow of page styles when using page breaks.
Figure 202: Page style flow using a page break
Writer doesn’t have a predefined New Chapter page style, so you must create a custom style (see
Chapter 7). (You could also use the First Page style for this purpose, but in our examples we use
that style for the title page of the book.) Let’s suppose that you already have the page styles with
the following properties:
Page style Next Style
New Chapter Default
Default Default
At some point, you will want to start a new chapter. Follow these steps:
1) Put the cursor at the end of the chapter, on a blank line (empty paragraph) of its own.
2) Choose Insert > Manual Break. The Insert Break dialog (Figure 203) appears.
3) Under Type, choose Page break and under Style, select New Chapter.
Figure 203: Choose Page break and select the
New Chapter page style
Chapter 6 Introduction to Styles 197

Example: Page with special formatting
Sometimes you may need to insert a page with special formatting, for example a landscape page
or a page with more columns. This can also be done with page breaks. Suppose that the current
page has the Default Style page style.
1) Choose Insert > Manual Break.
2) Select the desired page style (say, Special Page) in the Insert Break dialog.
3) Fill in the contents for this page. Then insert another page break.
4) Then select Default Style again. The pagination continues on as normal, except that one
page has been replaced by a different page style.
This concept is illustrated in Figure 204.
Figure 204: Inserting a page with special formatting
Applying list styles
List styles define properties such as indentation, numbering style (for example, 1,2,3; a,b,c; or
bullets), and punctuation after the number, but they do not by themselves define properties such as
font, borders, text flow, and so on. The latter are properties of paragraph styles.
If you need your list to have specific paragraph-style properties, you should embed the list style
into paragraph styles, as explained in Chapter 7. You can then create a numbered list by applying
paragraph styles alone.
Writer has two series of predefined list styles, named List and Numbering. Each series contains
five list styles, intended for the different levels of a nested list. As with any style, you can redefine
the properties of these styles, for example the numbering or bullet symbol and the indentation. You
can also define other list styles in these series or create your own series.
Each of the list styles predefined in Writer has four associated paragraph styles. For example, the
Numbering 1 list style is associated with four paragraph styles:
•Numbering 1
•Numbering 1 Cont.
•Numbering 1 End
•Numbering 1 Start
Numbering 1 is a default paragraph style to which you can attach a list style. If you want to make
exclusive use of paragraph styles and never use the Formatting toolbar when creating a numbered
list, you could use the other three styles. All you need to do is to create a suitable list style and set
up the Next Style property in the Organizer page of the Paragraph Style dialog so that the
Numbering 1 Start paragraph is followed by the Numbering 1 Cont. style, while the Numbering 1
End paragraph style is followed by a default style paragraph.
If you only want to apply a list style (that is, the numbering or bullet symbol and the indentation)
then, when the cursor is on the paragraph, double-click on the desired list style.
When creating a list style, you can define up to ten levels of depth for nested lists. Switch from one
level to the other with either the Promote One Level ( ) or the Demote One Level ( )
buttons on the Bullets and Numbering toolbar or by pressing the Tab key (one level down) or
198 LibreOffice 4.2 Writer Guide

Shift+Tab key combination (one level up) or by right-clicking on the list element and select Up One
Level or Down One Level from the context menu.
Restarting or continuing the numbering
When creating more than one numbered list of the same type within the same chapter, Writer
applies sequential numbering to all the lists. Sometimes this is what you want (for example, when
placing illustrations between the numbered paragraphs), while at other times you want to restart
the numbering.
To restart numbering from 1, you can do any of the following:
•Click on the Restart numbering icon ( ) on the Bullets and Numbering toolbar.
•Right-click on the first element of the list and choose Restart numbering from the context
menu.
•Right-click on the first element of the list, choose Paragraph from the context menu, and
go to the Outline & Numbering tab of the Paragraph dialog. In the Numbering section,
select the options Restart at this paragraph and Start with, and set the number (see
Figure 205).
Figure 205: Restarting numbering
If you find that the numbering does not restart as intended using the first or second method, or if
you want to restart from a number greater than 1, use the third method.
When editing a document, you may want to change from restarting numbering to continuing the
numbering from a previous list. To do so, right-click on the list element and choose Continue
previous numbering from the context menu.
Modifying styles
Writer provides several predefined styles, but you may find that they do not fit your preferences.
You can build your own library of custom styles to use in place of the predefined ones, or you can
modify the existing styles. LibreOffice offers four mechanisms to modify both both predefined and
custom (user-created) styles:
•Update a style from a selection.
•Load or copy styles from another document or template.
•Change a style using the Style dialog.
•Use AutoUpdate (paragraph and frame styles only).
Chapter 6 Introduction to Styles 199

The first two methods are discussed in “Update Style (from a selection)” and “Load Styles (from a
template or document)” on page 189, while Chapter 7, Working with Styles, discusses at length the
process of creating a new style.
This section shows how you can quickly make simple modifications to existing paragraph styles
using the same tools you would use for applying formatting manually.
Tip
Any changes made to a style are effective only in the current document. If you
want to reuse modified or new styles in other documents, you need to either save
the styles in a template (see Chapter 10, Working with Templates) or copy the
styles into the other documents, as described in “Load Styles (from a template or
document)” on page 189.
Changing a style using the Style dialog
To change an existing style using the Style dialog, right-click on the style in the Styles and
Formatting window and select Modify from the pop-up menu.
The dialog displayed depends on the type of style selected. Figure 206 shows an example of the
dialog for a paragraph style. Each style’s dialog has several tabs. The various properties on these
dialogs are described in the next chapter.
Move to the page where the setting you want to modify is specified and input the new value. You
can click the Help button at any time to bring up the online help where all the options of the current
page are briefly described. When you are done, click OK to close the dialog.
Figure 206: Example of the Paragraph Style dialog
200 LibreOffice 4.2 Writer Guide

Examples: Modifying paragraph styles
For this example, we need five lines of text with three LibreOffice-supplied paragraph styles:
Heading 1, Heading 2, and Heading 3. These paragraph styles could be used in formatting
headings (subheads) in the framework for a document that will be “fleshed out” afterwards.
Open a new text document for this exercise and type Title on the first line, click the Paragraph
Styles icon on the Styles and Formatting window, and double-click Heading 1 in the drop-down
list. Press Enter to start a new line and type First section heading, applying the Heading 2 style.
Repeat this procedure for the other headings shown in Figure 207, using the proper paragraph
style for each: Heading 3 for Subsection heading, and so on.
Figure 207: Headings 1–3 with default styles
Now, suppose you decide to make the following changes to these styles:
•Heading 1 should be centered.
•Heading 3 should be indented.
Center Heading 1
On the Styles and Formatting window, select the Paragraph Styles icon (if it isn’t already chosen),
right-click on Heading 1, and choose Modify.
Figure 208: Modifying a style
After the Paragraph Style window opens, choose the Alignment tab, select Center (as shown
below), and click OK.
Chapter 6 Introduction to Styles 201

Figure 209: Center Heading 1
Now, every paragraph marked as Heading 1 will be centered (as shown below). If you make
another Heading 1 entry, it will be centered as well.
Figure 210: The text Title, which is formatted as a centered Heading 1 style
Indent Heading 3
On the Styles and Formatting window, right-click on the Heading 3 paragraph style and choose
Modify (as before). After the Paragraph Style dialog opens, follow the steps below:
1) Click the Indents & Spacing tab.
2) Under the Indent section, set the indentation before the text to 0.60", as shown below.
Your display might be different, depending upon what measurement unit was set in the
options (Tools > Options > LibreOffice Writer > General > Settings).
Figure 211: Set indentation
202 LibreOffice 4.2 Writer Guide

The result should resemble the illustration below.
Figure 212: The text formatted as Heading 3 style is now indented
Using AutoUpdate
On the Organizer page of the Paragraph Style dialog is a check box named AutoUpdate. It is
present only for paragraph and frame styles. If this check box is selected, then LibreOffice itself will
apply to the style, any modification made manually to a paragraph formatted with that style.
Caution If you are in the habit of manually overriding styles in your document, be sure that
AutoUpdate is not enabled, or you will suddenly find whole sections of your
document reformatting unexpectedly.
Figure 213: The Organizer page of the Paragraph Style dialog
Creating custom paragraph styles: examples
You have seen that the Styles and Formatting window provides several predefined styles, such as
Heading 1 and Text body. But what if you need something different, like a poem style, that is not in
Styles and Formatting? With Writer you can make your own styles to suit your needs.
Chapter 7, Working with Styles, describes in detail the options on the various pages of the
Paragraph Style dialog. This section provides an example of a typical use of custom paragraph
styles.
We will create a Poem paragraph style and a Poem Header paragraph style, with the following
properties:
•Poem: Centered, with a font size of 10pt.
•PoemHeading: Centered, bold, with a 12pt font size.
In addition, a PoemHeading style is to be followed by a Poem style. In other words, when you
press Enter, the next paragraph style in the document changes to Poem.
Chapter 6 Introduction to Styles 203

Note You may have noticed this behavior already. After you enter a heading using a
Heading paragraph style and press Enter, the next style switches to Text body.
Creating the Poem paragraph style
Our next example creates the Poem style. We will use the Default style as a starting point.
1) Click the Styles and Formatting button, or press F11.
2) Click the Paragraph Styles button.
3) Right-click Default Style and choose New.
The Paragraph Style dialog opens, with the Organizer page selected. To create a custom style,
you have to understand and configure the top three entries.
Style fields Description
Name This is the name of the style itself, like Heading 1 or Text body.
Set (type in the text box) the name to Poem.
Next Style This is the style of a paragraph that follows the paragraph that is in Poem
style. When you press Enter while typing text in the Poem style, this style
is applied to the new paragraph.
Set this value to Poem. When you press Enter, the text of the new
paragraph will remain in the Poem style.
Linked with If the Poem style is linked with another style, say Default Style, then any
change in Default will affect Poem, just as you saw with Heading in the
previous section.
For our example, this is not the behavior we want. Set this entry to
– None –. This means that Poem is not linked with any other style.
Select the Custom Styles category for new styles. After making these changes, your dialog should
look like Figure 217.
Figure 214: Initial configuration for the Poem style. Set the first three entries as
shown.
The next step is to configure the alignment and font properties of this style.
•On the Alignment page, select the Center option.
•On the Font page, select the 12pt font size.
Click OK to save the new Poem style.
204 LibreOffice 4.2 Writer Guide

Creating the PoemHeading style
Create a new PoemHeading style. Use the same procedure as before, using with these changes:
•Next Style: Select Poem, not PoemHeading.
•Linked with: Heading.
The dialog should look like Figure 215.
Figure 215: Settings for the PoemHeading style
Now set the settings of the new style:
1) On the Alignment page, select Center.
2) On the Font page, choose Bold and size 14pt.
Click OK to save the new PoemHeading style.
Sample poem
It is a good idea to test out your new styles and see if you are happy with them. Typing a poem
using the styles we have just defined should produce the results in Figure 216.
Figure 216: Sample poem
Chapter 6 Introduction to Styles 205

Changing the formatting of your styles
One of the main advantages of styles is that they allow the document formatting to be changed
after the content has been written. For example, suppose you have written a 100-page book of
poetry. Then you decide you don’t like the way the poems look after all. Or, perhaps, your publisher
doesn’t like it.
To learn about reconfiguring styles, we add an indentation to the Poem style instead of centering it.
Indent Poem
First, set the Poem style to left alignment:
1) In the Styles and Formatting window, select Poem and right-click and select Modify.
2) On the Alignment page, select Left.
Set the indentation:
1) Click the Indents & Spacing tab.
2) Under Indent, set the indentation before the text to 0.5in.
Done! Click OK, and you should see the text change.
Final result
After all these changes, the poem should look similar to Figure 217. Note in the figure that a third
style has been created for the author of the poem.
Figure 217: Final result, using three custom styles
206 LibreOffice 4.2 Writer Guide

Deleting styles
It is not possible to delete LibreOffice’s predefined styles from a document or template, even if they
are not in use. However, custom styles can be deleted.
To delete any unwanted styles, in the Styles and Formatting window select each one to be deleted
(hold Ctrl while selecting multiple styles), and then right-click on a selected style and select Delete
in the context menu. If the style is in use, a message appears, warning you that the style is in use
and asking you to verify that you really want to delete the style.
If the style is not in use it is deleted immediately without confirmation.
Caution If you delete a style that is in use, all objects with that style will return to the style it
was based on (linked with) but retain some of the deleted style’s formatting as
manual formatting.
Tip
If an unwanted paragraph style is in use, you can use Find & Replace to replace it
with a substitute style before deleting it. See Chapter 3, Working with Text, for
more information.
Assigning styles to shortcut keys
You can configure shortcut keys to quickly assign styles in your document. Some shortcuts are
predefined, such as Ctrl+1 for the Heading 1 paragraph style and Ctrl+2 for Heading 2. You can
modify these shortcuts and create your own. See Chapter 16, Customizing Writer, for details.
Defining a hierarchy of headings
Tools > Outline Numbering defines the hierarchy of headings in a document. Headings can be
numbered or not; typically the first-level headings in a book-length document are the next level of
headings after the chapter titles, which may be numbered, but lower-level headings are not
numbered. Some chapter title and heading styles (such as those commonly used in engineering
documents) number each chapter and heading level, for example 1, 1.1, 1.2, 2, 2.1, and so on.
When chapters or sections are added or deleted, the numbering is automatically changed.
Paragraph styles are the key to LibreOffice’s outline numbering feature. The default paragraph
styles assigned to outline levels are the heading styles supplied with LibreOffice: Heading 1,
Heading 2, and so on. However, you can substitute any styles you wish, including custom (user-
defined) styles.
The headings defined using the outline numbering feature can be used for more than the table of
contents (described in Chapter 12). For example, fields are commonly used to display headings in
headers and footers of pages (see Chapter 14, Working with Fields), and Writer can send the
outline to Impress to use as the basis for a presentation (see the Impress Guide for details).
Choosing paragraph styles for outline levels
If you are using the default heading styles for the headings in your outline, and you do not want to
use heading numbering, you do not need to do anything on the Outline Numbering dialog. The
default outline numbering scheme uses the default heading styles (Heading 1, Heading 2, and so
on).
Chapter 6 Introduction to Styles 207

To use custom styles in place of one or more of the default heading styles:
1) Choose Tools > Outline Numbering to open the Outline Numbering dialog.
2) Click the number in the Level box corresponding to the heading for which you want to
change the paragraph style.
Figure 218: Choosing paragraph styles for outline levels
3) In the Numbering: Paragraph Style section, choose from the drop-down list the paragraph
style you want to assign to that heading level. In this example, you might choose
My Heading 1 to replace Heading 1 and for Level 2, My Heading 2 to replace Heading 2.
4) Repeat for each outline level that you want to change. Click OK when done.
Assigning outline levels to other styles
In Writer, you can assign an outline level to any paragraph style. This feature enables you to create
a table of contents that includes those headings along with the headings using styles listed in the
Outline Numbering dialog. For example, you might use a different sequence of styles for annexes
(appendixes), but you want the annex headings and subheadings to appear in the TOC at the
same levels as the chapter headings and subheadings.
To assign an outline level to a paragraph style, go to the Outline & Numbering page for the style,
and select the required outline level. Click OK to save this change.
Figure 219: Specifying an outline level for a paragraph style
208 LibreOffice 4.2 Writer Guide

Setting up heading numbering
If you want one or more heading levels to be numbered, many choices are available; this example
defines a scheme to create headings that look like those in the illustration below.
Figure 220: The numbering scheme to be set up
Use the Numbering page of the Outline Numbering dialog to define the numbering scheme and its
appearance. Figure 221 shows the default settings.
Figure 221: Default settings on the Outline Numbering dialog
1) In the Level list, choose 1. In the Number list, choose 1, 2, 3, …. The result is shown in the
preview box on the right in Figure 222.
Chapter 6 Introduction to Styles 209

Figure 222: Specifying numbering of Level 1 headings
2) In the Level list, choose 2. In the Number list, choose 1, 2, 3, …. The Show sublevels list is
now active; it should show 2 (if not, choose 2). The result is shown in Figure 223.
Figure 223: Specifying numbering of Level 2 headings
3) In the Level list, choose 3. In the Number list, choose 1, 2, 3, …. The Show sublevels list
should show 3 (if not, choose 3). The result is shown in Figure 224.
Figure 224: Specifying numbering of Level 3 headings
These choices produce the layout shown in Figure 225.
210 LibreOffice 4.2 Writer Guide

Figure 225: Results of numbering choices for headings
Setting up the indentation of headings
Whether or not the headings are numbered, you may want to change some of their formatting. For
example, you may want the second-level and third-level headings to be indented from the margin.
For numbered headings, you may also want the second line of long headings to line up with the
first word of the heading, not the number. For these changes, use the Position page of the Outline
Numbering dialog.
Note
The Position page for documents created in LibreOffice is slightly different from the
Position page for documents created in earlier versions of similar programs that
are opened in LibreOffice. This difference is provided for backwards compatibility.
For more information, refer to “Position page for older documents opened in
LibreOffice” (under “Creating a new list style”) in Chapter 7, Working with Styles.
Positioning in new LibreOffice documents
Figure 226 shows the Position page as it appears for documents created in LibreOffice.
Figure 226: Setting up the position of level 1 headings
1) In the Level list on the left, choose 2. Change the values for Numbering followed by, at and
Aligned at, as shown in Figure 227. You may want to use a different value. This indents the
entire heading but does not affect the way long headings wrap around (see Figure 228).
Chapter 6 Introduction to Styles 211

Figure 227: Indenting Level 2 headings
Figure 228: Result of changes to indentation of Level 2 headings
2) To change the wrapping behavior of long headings, change Indent at to a larger value, as
shown in Figure 229. The result is shown in Figure 230.
Figure 229: Wrapping long headings
Figure 230: Result of changing Indent at value
212 LibreOffice 4.2 Writer Guide


Chapter 7
Working with Styles

Introduction
Chapter 6, Introduction to Styles, describes the basics of how to use, apply, and manage styles.
This chapter gives a more detailed description of how to create or modify a style, using the many
options available on the various pages of the Style dialog. You will learn how these options affect
the appearance of the style and how to use them efficiently. Examples and hints are also provided.
The Style dialogs share many of the same pages as the manual formatting dialogs, so you can
also use this chapter to help you apply manual formatting (though you do not need that if you use
styles).
Creating custom (new) styles
In addition to using the predefined styles provided by LibreOffice, you can add new custom (user-
defined) styles. In Chapter 6, two methods are given for creating a new style: the drag-and-drop
approach and the New Style from Selection icon in the Styles and Formatting window.
These methods are very convenient because it is possible to immediately check the visual effects
that the style produces before creating it. However, they may require you to access several
different menus, and you have a somewhat reduced amount of control on style (particularly when it
comes to organizing them). The method described in this chapter, therefore, concerns only the use
of the Style dialog.
The Style dialog
Open the Styles and Formatting window. Select the category of style you want to create by clicking
on the appropriate button in the top part of the Styles and Formatting window. For example, select
the third button from the left if you want to create a new frame style.
Right-click in the window and select New from the context menu. Except for the Page and List
styles, the style dialog which opens will be linked to one of the existing styles. You can choose a
different style from the Linked with drop-down list, or choose None.
The dialog that is displayed depends on the type of style you selected. Many of the pages are the
same as those that are displayed when manual formatting is applied. Therefore, if you are familiar
with manual formatting, you will find that you already know how to use most of the options.
Tip
The dialogs used to create a new style and to modify an existing style are mostly
the same, but with one exception: conditional styles have a different dialog. See
“Working with conditional paragraph styles” on page 228.
The Organizer page
When creating a new style, the first page you need to set up is the Organizer, which is shown in
Figure 233. This page is common to all style categories, with only small differences between them.
Therefore, it is described only once.
Depending on the style you are creating, you will find the following information on this page:
•Name: present on all the categories. Use this field to give a name to the style you are
creating.
•AutoUpdate: only present for paragraph and frame styles. If it is checked, then Writer will
apply any modification made manually to a paragraph formatted with that style to the style
itself.
216 LibreOffice 4.2 Writer Guide

Caution If you are in the habit of manually overriding styles in your document, be sure that
AutoUpdate is not enabled, or you will suddenly find whole sections of your
document reformatted unexpectedly.
Figure 233: The Organizer page displayed when a new Paragraph style is created.
•Next Style: only available for paragraph and page styles. Use it to specify which style will
be applied to the next element. It is customary, for example, to have a left page style
followed by a right page, a first page followed by a left page, a heading followed by body
text, and so on. You will see in the example later how this property is used. Predefined
paragraph styles for lists or bullets also make large use of the Next Style property.
•Linked with: available for paragraph, character, and frame styles; it determines the
position of the style in the hierarchy. When creating a new style and linking it to an existing
style, all the starting properties of the style are copied from the linked style.
•Category: available for all styles; use it to associate the new style with one of the
categories. Note that you cannot change the category of the predefined styles. Setting this
field is useful when filtering the contents of the Styles and Formatting window.
•Contains: shows a summary of the properties of the style.
Understanding linked styles
When creating a new paragraph or a new character style, you
may use an existing style as a starting point for its settings. In this
sense, LibreOffice links the styles together.
When styles are linked, a change in the parent style affects every
style linked to it. You can easily visualize the connections between
styles by switching to the Hierarchical view in the Styles and
Formatting window filter. For example, every Heading style (such
as Heading 1, Heading 2) is linked with a style called Heading.
This relationship is illustrated in Figure 234.
Figure 234: Hierarchical
view of linked styles.
Linking styles is a very powerful method to create “families” of styles and allows you to change
their properties simultaneously. For example, if you decide that all the headings should be green
(such as in this guide), you only need to change the font color of the parent style to achieve the
desired result. Note however, that changes made to a parameter of the parent style do not override
changes previously made to the same parameter in the child styles. For example, if you changed
Chapter 7 Working with Styles 217

the Heading 2 font color to green, a change of the font color of the Heading style (the parent style)
to red will not affect the Heading 2 font color.
You can easily check which properties are specific to a style by looking at the Contains section of
the Organizer page. In case you want to reset the properties of a child style to that of the parent
style, click the Standard button located at the bottom of each Paragraph and Character style
dialog page.
Note You cannot define a hierarchical style structure for Page, Frame and List styles.
Creating a linked style
To create a linked style, you can either specify the parent style (the “linked with” style) in the
Organizer page of the Style dialog, or you can start creating a new style by right-clicking in the
Styles and Formatting window on the style to be linked with and selecting New from the drop-down
menu.
Example: Changing a property of a parent style
Suppose that you want to change the font of not only
Heading 1 or Heading 2, but all headings. The easiest
way to do that is to take advantage of linking.
Open the Styles and Formatting window (press F11),
select the Paragraph Styles category, right-click on
Heading, then select Modify to open the Paragraph
Style dialog for the Heading style.
Select the Font tab, then select a font and click OK.
Figure 235: Select Heading style.
Figure 236: Select the Heading font.
Now, the fonts of all the heading styles (Heading 1 through Heading 10) are changed in a single
operation. Figure 237 shows on the left a document using the headings 1, 2 and 3 and on the right
the same document after changes have been made to the Heading style.
218 LibreOffice 4.2 Writer Guide

Figure 237: Effects of changing the Heading style font.
Working with paragraph styles
Although this section describes most of the parameters scattered over the twelve tabbed pages
shown in Figure 236, you do not need to configure them all. In fact, in the vast majority of cases it
is sufficient to modify only a few attributes, particularly if you make use of the linking properties of
styles or when basing the new style on one which is already similar.
Settings on the Indents & Spacing page
On the Indents & Spacing page, you can set up the parameters that affect the position of the
paragraph on the page and the spacing between lines and between this paragraph and the
paragraphs nearby. The right hand side of the page shows a preview of the applied settings.
Use the Indent section of the page to set up the indentation, using these parameters:
•Before text: controls the space in the selected unit of measurement between the left
margin of the page and the leftmost part of the paragraph area. Entering a negative value
results in the text starting on the left of the margin. This may be useful in situations where
your left margin is quite wide, but you want the headings to be centered in the page.
•After text: controls the space in the selected unit of measurement between the right
margin of the page and the rightmost part of the paragraph area. Entering a negative value
results in the text extending into the right margin of the page.
•First line: enter the offset in this box (either positive or negative) of the first line of the
paragraph relative to the paragraph area. A positive value increases the indentation of the
first line, while a negative value makes the first line start to the left of the paragraph area.
•Automatic: check this box to allow Writer to automatically control the indentation of the first
line. The value is calculated by Writer on the basis of the font size and other parameters.
Use the Spacing section of the page to determine the amount of vertical space above and below
the paragraph. It is customary to include some “space above” in heading styles so that they are
separated from the text body of the previous section without the need to insert empty paragraphs.
Spacing between paragraphs is also normal in certain types of documents. The body text style of
this guide is configured to leave some space between consecutive paragraphs.
Chapter 7 Working with Styles 219

Figure 238: Settings on the Indents and Spacing page of a paragraph style dialog
The option to remove space between paragraphs of the same style is available by selecting the
check box.
The spacing between paragraphs does not affect the spacing between lines, which is controlled
using the drop-down box in the Line spacing section. You can select one of the following values:
•Single: the default setting—applies a single line spacing to the paragraph. This is
calculated automatically based on the font size.
•1.5 lines: sets the line spacing to 1.5 lines.
•Double: sets the line spacing to 2 lines.
•Proportional: this value activates the edit box next to the drop-down list where you can
enter a percentage value. 100% means a single line spacing, 200% double line spacing
and so on.
•At least: this choice activates the edit box next to the drop-down list, where you can enter
the minimum value (in your selected unit of measurement) to be used for the line spacing.
•Leading: if this is selected, you can control the height of the vertical space between the
base lines of two successive lines of text, by entering a value, which is summed with the
value of single line spacing, into the edit box.
•Fixed: this choice activates the edit box next to the drop-down list, where you can enter the
exact value of the line spacing.
Tip
When using different font sizes in the same paragraph, the line spacing will be
uneven, as Writer automatically calculates the optimal value. To obtain evenly
spaced lines, select Fixed or At least in the drop-down list and a value that is
large enough to create a spacing between the lines sufficient to account for the
largest font size used.
220 LibreOffice 4.2 Writer Guide

The last parameter that can be set in this page is Register-true. This is a typography term that is
used in printing. This term refers to the congruent imprint of the lines within a type area on the front
and the back side of book pages, newspaper pages, and magazine pages. The register-true
feature make these pages easier to read by preventing gray shadows from shining through
between the lines of text. The register-true term also refers to lines in adjacent text columns that
are of the same height.
When you define a paragraph, Paragraph Style, or Page Style as register-true, the base lines of
the affected characters are aligned to a vertical page grid, regardless of font size or of the
presence of graphics. This aligns the baseline of each line of text to a vertical document grid, so
that each line is the same height.
To use this feature, you must first activate the Register-true option for the current page style. If you
have activated the Register-true for the page style in use (refer to “General settings for the page
style” on page 235) then the Reference style and all the styles hierarchically dependent on it will
have the Activate Register-True box selected. You may also, however, want to activate the
vertical grid for other styles (or not apply it to styles dependent on the reference style) and this is
where this can be done.
Settings on the Alignment page
Use the Alignment page to modify the horizontal alignment of the text, choosing between Left,
Right, Center, and Justified. The results of the selection are shown in a preview window on the
right-hand side of the page.
When selecting the Justified alignment, you can also decide how Writer should treat the last line of
the paragraph. By default, Writer aligns the last line to the left, but you can choose to align it to the
center or to justify it (meaning that the words on the last line will be spaced in order to occupy it
fully). If you have selected to justify the last line and select the Expand single word option, then
whenever the last line of a justified paragraph consists of a single word, this word is stretched by
inserting spaces between characters so that it occupies the full length of the line.
The alignment page is also used to control the Text to Text vertical alignment—useful when you
have mixed font sizes on the same row. Choose the element of the fonts on the line that will be
aligned between Automatic, Baseline, Top, Middle, Bottom. Refer to Figure 239 for a visual
representation of these reference points.
Figure 239: Text to text vertical alignment: Baseline, Top, Middle, Bottom
Text flow options for paragraph styles
The page of the dialog controlling the text flow options is shown in Figure 240. This page is divided
into three parts: Hyphenation, Breaks, and Options.
Chapter 7 Working with Styles 221

With Hyphenation selected, three parameters are settable:
•Characters at line end: controls the minimum number of characters to be left on a line
before inserting a hyphen.
•Characters at line begin: controls the minimum number of characters that can be placed at
the beginning of a new line following a hyphen.
•Maximum number of consecutive hyphens: controls the number of consecutive lines that
terminate with a hyphen.
If you prefer Writer to automatically control the hyphenation, select the Automatically option.
Figure 240: The options on the Text Flow page of the Paragraph dialog
In the Breaks section, you can require a paragraph to start on a new page or column, as well as
specify the position of the break, the style of the new page, and the new page number. A typical
use for this option is to ensure that the first page of a new chapter always starts on a new (usually
right-hand) page.
To always start a style on a new page, choose the following settings on the Text Flow page of the
Paragraph Style dialog:
1) In the Breaks section, select Insert. Make sure that Type is set to Page and Position is set
to Before.
2) Select With Page Style and choose the page style from the list.
3) To continue page numbering from the previous chapter, leave Page number set at 0. To
restart each chapter’s page numbering at 1, set Page number to 1. Click OK.
Note
If you want the first page of a new chapter to always start on a right (recto) page,
make sure that the page style for the first chapter page is set for the right page only
by making this selection in the Layout settings field on the Page tab of the Page
Style dialog.
222 LibreOffice 4.2 Writer Guide

The Options section of the Text Flow page provides settings to control what happens when a
paragraph does not fit on the bottom of a page:
•Do not split paragraph means that the paragraph is never split across two pages. If it
does not fit on the bottom of one page, the entire paragraph moves to the top of the next
page.
•Keep with next paragraph is appropriate for headings or the lead-in sentence to a list, to
ensure that it is not the last paragraph on a page.
•Orphan control and Widow control. Widows and orphans are typographic terms. An
orphan is the first line of a paragraph alone at the bottom of a page or column. A widow is
the last line of a paragraph that appears alone at the top of the next page or column. Use
these options to allow paragraphs to split across pages or columns but require at least two
or more lines to remain together at the bottom or top of a page or column. You can specify
how many lines must remain together.
Font options for the paragraph style
Three pages of the Paragraph Style dialog are dedicated to settings controlling the appearance of
the font, namely, the Font, Font Effects, and Position pages. The use of the first two pages is
straightforward. Many of the options used when creating a character style are discussed in
“Creating a new character style” on page 231. Options that can be used when creating a
paragraph style are described here.
Specifying a relative font size
If you are creating a style based on another style (linked style), you can specify a font size relative
to that other style—either as a percentage or as a plus or minus point value (–2pt or +5pt). Relative
font sizes are commonly used for Web pages.
For example, the paragraph style Heading 1 is based on the paragraph style Heading. The font
size of the paragraph style Heading is 14pt, and the font size of paragraph style Heading 1 is
specified as 130%. Thus, the resultant font size of text in a paragraph formatted with the Heading
1 paragraph style is 14pt times 130% = 18.2pt.
To specify a percentage font size: in the Paragraph Style dialog, select the Font tab. In the Size
box, enter the percentage amount followed by the symbol % (see Figure 241). Similarly, you can
enter a plus or minus sign followed by the number of points to be added or subtracted from the
base font size.
Figure 241: Selecting a type size based on a percentage
Chapter 7 Working with Styles 223

To change from a relative font size back to an absolute font size, enter the desired font size in
points followed by the letters pt.
It is also possible to use a Percentage Font size for character styles.
Selecting a language for a paragraph style
The language you select for a document (on Tools > Options > Language Settings >
Languages) determines the dictionary used for spell checking, thesaurus, hyphenation, the
decimal and thousands delimiter used, and the default currency format.
Within the document, you can apply a separate language to any paragraph style. This setting has
priority over the language of the whole document. On the Font page of the Paragraph Style dialog,
languages with installed dictionaries are marked in the Language list by a small ABC icon (Figure
242). When checking spelling, Writer will use the correct dictionary for paragraphs with this style. If
you write documents in multiple languages, you can use the linked styles to create two paragraph
styles that differ only in the language option. If you then want to change some of the other
properties of the paragraph style, all you need do is to change the parent style.
To insert occasional words in a different language and avoid their being picked by mistake with the
check-spelling function, it is more convenient to use a character style, as discussed in “Creating a
new character style” on page 231.
Figure 242: Selecting a language for a paragraph style
Options for positioning text
The Position page of the Paragraph Style dialog collects all the options that affect the position of
the text on the screen or printed page. This page is divided into three sections, plus a preview
area. They are: Position, Rotation/Scaling, and Spacing.
Figure 243: The position page of the Paragraph Style dialog
224 LibreOffice 4.2 Writer Guide

Use the Position section to control the appearance of superscripts and subscripts. However, you
will normally apply superscript and subscripts to groups of characters rather than to entire
paragraphs. Therefore, it is strongly recommended to change these parameters only when defining
a character style and, instead, leave the default settings for the paragraph styles.
The second section of the Position page controls the rotation of the paragraph area. Two common
uses for rotated paragraphs are:
•To put portrait headers and footers on a landscape page
•To fit headings above narrow table columns (as shown in Figure 244)
Figure 244: A table with rotated headings
The Scale width box controls the percentage of the font width by which to compress or stretch the
rotated text horizontally. That is, from the first character to the last.
Chapter 4, Formatting Pages, describes how to create portrait headers and footers on landscape
pages by rotating characters. You can achieve the same effect by defining a separate header or
footer paragraph style specifically for landscape pages.
Example: Rotating the text in a paragraph style
As an example, we will apply rotated table headings to a pre-existing table.
1) Create a new paragraph style. Name it Table Heading Rotated.
2) On the Position page of the Paragraph Style dialog, in the Rotation / scaling section, select
90 degrees. Click OK to save the new style.
Figure 245: Rotating a paragraph 90 degrees
3) Select the heading row of the table and apply the new style. Any text in the cells of the
heading row is now rotated.
4) If the headings are aligned to the top of the cells, you may want to change the alignment to
the bottom of the cells, as shown in Figure 244. To do this, click the Bottom button on the
Table toolbar or select Format > Alignment > Bottom from the main menu.
Chapter 7 Working with Styles 225

Spacing options
Use the Spacing section of the Position page to control the spacing between individual characters
in the paragraph. When selecting an option other than default in the drop-down menu, use the edit
box to enter the value in points by which you want to expand or condense the text.
The Pair Kerning option (selected by
default) increases or decreases the amount
of space between certain pairs of letters to
improve the overall appearance of the text.
Kerning automatically adjusts the character
spacing for specific letter combinations.
Kerning is only available for certain font
types and, for printed documents, only works
if your printer supports it.
Figure 246: Kerning disabled (left) and enabled
(right).
Controlling tab stops
Although borderless tables are generally considered a much better solution to space out material
across a page, in many situations tabs are sufficient to do what you need, with the added
advantages of being simpler to manage and quicker to apply.
Caution
If you need to use tabs, and you will be sending a document to other people, do not
use the default tab stops. If the recipients of the document have defined default tab
stops that are different from the ones you are using, the paragraph may look very
different on their machines. Instead, define the tab stops explicitly in the paragraph
or the paragraph style; then you can be sure that everyone will see the same layout.
To define tab stops in your paragraph style, use the Tabs page, shown in Figure 247. Here you can
choose the type of tab: left, right, centered, or decimal; the character to be used as a decimal point;
and the fill character—the characters that appear between the end of the text before the tab and
the beginning of the text after the tab. You can also create a custom fill character by entering it in
the corresponding box. Common use of a fill character is adding dots between a heading and a
page number in a table of contents or underscore character when creating a form to fill in.
Figure 247: Specifying tab stops for a paragraph style
Creating a new tab stop, therefore, is just a matter of deciding its position relative to the left margin,
the type, the fill character and clicking the New button. The tab stop will be entered in the Position
list on the left hand side. Unfortunately, the only way to modify the position of a tab stop is to create
a new one in the desired position and delete the old one using the buttons on the right-hand side of
the page.
Note that it is not possible to define tabs that exceed the page margin. In the rare cases where that
may be needed, use a borderless table instead.
226 LibreOffice 4.2 Writer Guide

Using the Outline & Numbering page
Use the Outline & Numbering page if you want to number the paragraph, if for example this style is
to be used for a heading or list item.
You can assign an outline level to any paragraph style. This feature enables you to create a table
of contents that includes those headings along with the headings using styles listed in Tools >
Outline Numbering. For example, you might use a different sequence of styles for annexes
(appendixes), but you want the annex headings and subheadings to appear in the TOC at the
same levels as the chapter headings and subheadings.
To assign an outline level to a paragraph style, go to the Outline & Numbering page for the style,
and select the required outline level. Click OK to save this change.
This page should be used in combination with list styles when you need to associate a certain
paragraph style with a list style. Refer to “Combining list and paragraph styles” on page 245 for
additional information on how to use this page, as well as an example.
Figure 248: Setting the outline level on the Outline & Numbering page
Setting up a drop cap
If you want your paragraph to use drop caps (usually this is suitable for a first paragraph style),
then you can predefine the properties in the Drop Caps page of the paragraph style dialog.
Selecting the option to display drop caps enables the subsequent options where you can fine tune
the appearance: the number of lines occupied, the number of characters to enlarge (if you want the
whole first word, check the corresponding box), and the space between the drop caps and the text.
Figure 249: Options for adding a drop cap to the paragraph style
Drop caps use the same font and have the same properties as the rest of the paragraph; however,
you can easily modify their appearance by creating a specific character style and using it. For
Chapter 7 Working with Styles 227

example, you may want the drop caps to be of a different color or apply an outline effect. Select the
character style you want to use in the corresponding drop-down menu.
Setting up paragraph background and borders
Adding a background color and a border to a paragraph is a good way to make it stand out without
having to insert a frame. You can customize the background and border of the paragraph areas
using the corresponding pages of the Paragraph Style dialog. In addition to highlighting, borders
are also often used to separate header and footer areas from the main text area (such as in this
guide) as well as to provide decorative elements in some heading styles.
The two pages are fairly intuitive. You may want to pay attention to the following points when
working with the Background page:
•In case you do not find the desired color in the list of predefined ones, you can define your
own by selecting Tools > Options > LibreOffice > Colors.
•You can use a graphic instead of a solid color as background. In the As drop-down list,
select Graphic, then select the graphic object you want to use and adjust the parameters,
as required. Detailed instructions on working with graphic backgrounds can be found in the
Impress Guide.
•Different backgrounds can be selected for the paragraph area and for the characters in the
paragraph. Select Paragraph in the For box for the paragraph background, and Character
for the background of the text. View your choices in action by clicking Apply. To accept
your choices click OK. Click Standard to return all the settings to defaults for a modified
style.
•The background is only applied to the paragraph area. If you have defined an indented
paragraph, the space between the paragraph and the margin does not have the
paragraph’s background color.
Figure 250: Different Paragraph and Character backgrounds set
On the Borders page, the following points are worth considering:
•Watch out for the effects that the spacing between borders and paragraph area produces
on indentations and tabulations.
•If you want the border to be drawn around multiple paragraphs, leave the Merge with next
paragraph option at the bottom of the page marked.
Working with conditional paragraph styles
A conditional paragraph style is another way of formatting text differently in different parts of a
document. In some cases, you may find it saves time to use conditional styles rather than
switching between styles as you type.
Making a paragraph style conditional means it changes its formatting depending on where it is
used. For example, you may want the style MyTextBody to be black by default but turn white when
inside a frame with a blue background.
228 LibreOffice 4.2 Writer Guide

Probably the most common use for conditional formatting is with single-style outlining. Single-style
outlining is a type of outline numbering designed with a Numbering style, rather than with Tools >
Outline Numbering. Instead of using different styles, it changes the number formatting whenever
you press the Tab key to create a subordinate heading.
The only trouble with single-style outlining is that all levels look the same. This is where a
conditional paragraph style comes in handy. Assign the paragraph style to an outline numbering
style in the Outline & Numbering page and then open the Condition page. There, you can assign
the levels of the outline numbering style to other paragraph styles. Then, when you press the Tab
key while using the paragraph style, each level of the outline takes on different formatting, making
single-style outlining even more convenient than it is on its own.
Note Predefined styles (other than Text body) such as Default, Heading 1, and Heading
2 cannot be set to be conditional.
Caution If you want to make a style conditional, you have to do it while the style window is
still open for the first time. After the window closes, the Condition tab no longer
appears in the window.
Figure 251: Condition page for paragraph styles
When you create a conditional style, you are saying “in this condition make this style look like that
other style”. For example, “When typing into a footer, make this style look like the my_footer
paragraph style; when typing into a table, make this style look like the table_text paragraph style”.
In addition to setting the normal (unconditional) properties of the style, you need to define which
other style it will look like in different situations. You do this on the Condition page.
To set up a conditional paragraph style:
1) Define a new paragraph style.
2) Select all the paragraph properties for the style. Do not click OK!
3) Click the Condition tab.
4) Select the Conditional Style option.
Chapter 7 Working with Styles 229

5) Select the first condition in the Context list (left side of the dialog) and select the style you
want for this condition in the Paragraph Styles list on the right-hand side.
6) Click Apply. The name of the paragraph style appears in the middle list.
7) Repeat steps 5 and 6 for each condition you want to have linked to a different style.
8) Click OK.
When the style is selected, you will see that the formatting of your text depends on the context.
Working with character styles
Character styles complement paragraph styles and are applied to groups of characters, rather than
whole paragraphs. They are mainly used when you want to change the appearance or attributes of
parts of a paragraph without affecting other parts. Examples of effects that can be obtained by
means of character styles are bold or italic typeface or colored words.
Two of the character styles used in this document are:
•Keystroke uses a custom KeyStroke style. For example:
“To set Writer to full screen, press Control+Shift+J”.
•Menu paths use a custom MenuPath style. For example:
“To turn field shadings on or off, choose View > Field Shadings”.
Other ways of using character styles are described elsewhere in the Writer Guide. These uses
include making chapter numbers, page numbers, or list numbers larger than the surrounding text
and formatting hyperlinks. When inserting words in different language or words you do not want the
spell checker to detect as mistakes (for example procedure names in some programming
language), character styles are quite useful because you can define the language to be applied in
the character-style properties.
Why use character styles?
New Writer users often wonder, “Why use character styles?” or “How is this different from clicking
the bold icon to change the font typeface?” The following real-life event illustrates the difference.
Character styles do not have as many options as paragraph styles or page styles. Their benefits
are of a different nature.
•Formatting changes
As Jean’s story illustrates, the ability to make formatting changes throughout a document
can be important. Character styles provide this.
•Consistency
Character styles help ensure that typesetting guidelines are applied consistently.
•Focus on content
“Was I supposed to bold keystrokes? How about menus?”
A writer should not have to remember the answers to these questions. Typesetting details
distract you from the real content of your work. A properly named custom character style
(such as KeyStroke or MenuPath) will remove this burden from you.
230 LibreOffice 4.2 Writer Guide
Jean is a technical writer from Australia. She learned the value of character styles
after her publisher told her to unbold menu paths in her 200-page book. Jean had
not used character styles. She had to edit all 200 pages by hand, with some help
from Find & Replace. This was the last time Jean failed to used character styles.

Creating a new character style
This section illustrates the use of the Character Styles dialog for creating a new character style.
The pages used to configure the character style have already been seen in the previous section on
paragraph styles. Therefore, once you are familiar with creating paragraph styles, it will only take a
few minutes to create a character style.
•Use the Organizer to set up the hierarchical level of the new character style (if needed) and
to give it a name.
•Use the Font page to determine the font, style, and size for your character style. As with
paragraph styles, you can specify the size as a percentage rather than providing the
absolute value. For example, 150% means that when the character style is applied to a
10pt font size, the new font size will be 15pt, while if applied to a 14pt font size, the new
size will be 21pt. You can also specify the Language of the text to which a certain
character style is applied, so you can insert words in a different language and have them
spell checked using the correct dictionary.
•In the Font Effects page, you can set up attributes such as font color, underlining, relief, or
other effects. If you frequently use hidden text, for example, it is very convenient to define a
character style where the Hidden option is marked. This way you only need a few mouse
clicks to hide text. Relief effects may be appropriate for a drop cap or to give more
emphasis to the chapter number or other parts of the title (as it is the case of this guide).
•You can use the Position page to create a subscript in case you are not satisfied with the
default one or even a sub-subscript which may be useful for certain scientific publications.
In the same page, you can create rotated, condensed, or expanded text.
Note
When rotating a group of characters, you also need to specify whether the rotated
text should fit in the line or if, instead, it is allowed to expand above and below the
line. This property only becomes active for character styles.
• Use the Background page to apply a colored background to the text. Applying a
background to a character style yields the same effect as using the Highlighting tool on the
Standard Toolbar.
•Finish creating a character style by assigning a border and a shadow to the text, if so
desired.
Migrating to character styles
For people accustomed to formatting text manually, character styles can take some getting used
to. Here are some suggestions for making the transition easier:
•Never mix character styles and manual formatting. Manual formatting supersedes
character styles. If you combine them, you may end up wasting hours in frustration trying to
figure out why your character styles don’t work.
•Right-clicking and choosing Clear Direct Formatting removes manual formatting but not
character styles. To remove a character style, select the characters, then select the Default
character style.
•Realize that clicking the Bold icon in the toolbar is not easier than double-clicking on a
character style that is preset for bolding the font typeface.
•Leave the Styles and Formatting window open to make character styles easy to access.
Chapter 7 Working with Styles 231

Working with frame styles
Frames are often used as containers for text or graphics. To provide consistency in the appearance
of frames used for similar purposes, it is a good idea to define styles for frames. For example, you
might want photographs to be enclosed in a frame with a drop-shadowed border, line drawings in a
frame with a plain border, marginal notes in a frame without a border but with a shaded
background, and so on.
Writer provides several predefined frame styles, which you can modify as needed, and you can
define new frame styles. The technique for defining and applying frame styles is similar to that for
other styles.
Tip
There is considerable overlap between the uses of frames and of sections for
some page layout purposes. You may find it useful to take a look at Chapter 4,
Formatting Pages, for information about the use of frames and sections.
How frame styles work
When an object is added to Writer, it is automatically enclosed in a frame of a predetermined type.
The frame sets how the object is placed on the page, as well as how it interacts with other
elements in the document. You can edit the frame by modifying the frame style it uses or by using
a manual override when a frame is added to the document.
Because frames and objects are used together, it is sometimes easy to forget they are separate
elements. In some cases, such as charts, you can edit the frame and object separately, so the
distinction is worth remembering.
Unlike other elements that use styles, frames can be defined only partly by their style because their
use can vary so much. Several elements of frames, such as the anchor and protected elements,
need to be defined manually for individual frames.
You can format a frame manually when you select Insert > Frame. The dialog that opens contains
all the settings available when frame styles are set up, as well as some only available when the
frame is inserted. As with other styles, the most efficient way to format frames is in the Styles and
Formatting window.
Planning the styles
If you are using a mix of graphics, you may want to define two related styles, one with a border line
for graphics with white backgrounds and one without a border for all other backgrounds. You also
may want to design one or more frames for text only.
Otherwise, the default frame styles (listed in Table 8) cover most users’ needs. The only significant
addition that many users might need is one or more styles for text frames.
Table 8: Various frame styles and their uses
Style Comments and Use
Formula The frame style used for formulas. The default includes AutoSize, which
adjusts the size of the frame to the formula.
Frame The default frame style.
232 LibreOffice 4.2 Writer Guide

Style Comments and Use
Graphics The default style for graphics. The defaults include autosizing to fit the
graphic, no text wrap, and a thin border around the frame. These are
reasonable defaults, except for the border. Unless the background of the
graphic is white and the document’s background also is white, the border
usually is unnecessary.
Labels The default style for use with File > New > Labels. It seems to be used by
LibreOffice automatically and is not intended for users at all.
Marginalia A style for placing a frame beside the left margin. As the name suggests, the
Marginalia style is intended for comments added in the margin of text. The
style also is useful for creating sideheads—headings against the left margin,
which often are used in technical documentation. To set up sideheads, create
body-text paragraph styles with two inches or more indentation from the left.
Then, place the cursor at the start of a body-text paragraph, add the frame,
and apply the Marginalia style.
OLE The default style for OLE objects and floating frames. The default places the
frame at the top and center of a body of text.
Watermark The default style for a watermark, a graphic placed as the background to a
body of text. The default is a Through wrap, with text passing over the frame
and anything in it. The graphic should be faint enough that text still is readable
over top of it.
Creating new frame styles
You can access frame settings by selecting New or Modify in the Styles and Formatting window
for a frame style.
•Type page: sets the size and position of the frame. One of the most useful options here is
AutoSize, which automatically adjusts the frame to the object it contains. If the frame style
is one used automatically, then this option should be selected.
•Options page: sets whether the contents of the frame are printed and able to be edited in a
read-only document. This page also sets the text direction, which is useful if you are using
the frame for contents in a language that uses right-to-left text direction.
•Wrap page: sets how text is positioned in relation to the frame and how close text comes to
a frame. If you want the frame contents to stand out from the paragraphs around it, set the
wrap to None. This probably is the single most important page for frames.
•Background page: sets the background color or graphic. This page is useful mostly for text
frames in complex page layouts, in which a text frame has an appearance different from the
general background of the page.
•Borders page: sets the line around the frame, if any. Many new designers make the
mistake of adding a border to every frame. However, when a colored background distinctly
marks the division between the frame’s contents and the rest of the page, borders are
unnecessary.
•Columns page: this page can be ignored unless the frame is being used for text. The page
is the same as is used to set up a page style, and its parameters are described in the
section “Columns page” on page 237.
•Macro page: sets a macro to use with the frame in order to trigger an action when the user
interacts with the frame. These options are useful only in an on-line Writer or HTML
document.
Chapter 7 Working with Styles 233

Working with page styles
Page styles control page properties (margins, page size, header and footer, among others).
However, unlike paragraphs, which can have directly applied properties, pages only have a page
style and no directly applied properties.
This section describes how to create a new page style, explains the meaning of some of the
options in the Page style dialog, and illustrates their usage.
Creating a new page style
Unlike other styles, page styles can be created or modified only by using the Styles and Formatting
window. Open the Styles and Formatting window and click the Page Styles icon ( ). Right-click
anywhere in the window and select New. It does not matter if you right-click a style or right-click in
blank space.
The Page Style dialog contains eight pages.
Figure 252: The tabbed pages for the Page Style dialog
The Organizer page
The Organizer page is described in “The Organizer page” on page 216.
The next style property
Use the Next style property to specify the style for the subsequent page style element. This
property is particularly important for a page style, as the following example demonstrates.
Setting up a title page
Consider a common scenario: you want the document to have a title page that is different from the
rest of the document:
•It should not have a header or page number.
•The left and right margins should be the same.
For the title page, we can use the predefined First Page page style that comes with LibreOffice,
and for the rest of the document, we can use the Default page style.
Figure 253 shows the required flow of page styles. On the Organizer page of the Default page
style, leave the Next Style property set to Default. On the Organizer page of the First Page style,
make sure that the Next Style property is set to Default.
234 LibreOffice 4.2 Writer Guide
Christian is a lawyer from California, USA. For his letters, the first page has his
letterhead, and subsequent pages only identify the recipient, the date, and the
page number. Christian does this using page styles. He also uses page styles to
comply with the spacing requirements (such as margins) for legal briefs in
California State courts.

Figure 253: Flow of page styles
Note
Depending on your requirement, it may be possible to achieve this just by using the
Default page style. On the document's first page, deselect the Same content on first
page option with Header on selected. The header can thus be omitted from the first
page.
General settings for the page style
The Page page of the Page Style dialog is where you can control the general settings of the page.
The page consists of three sections, plus a preview area in the top right corner.
Figure 254: The Page page for the Page Style dialog
In the Paper format section, you can specify the size of the paper choosing from one of the many
predefined formats. Selecting “user”, you can use the Width and Height fields to define your own
paper size. If using a predefined format, select the orientation of the paper between portrait and
landscape. If your printer has more than one tray, you can specify the tray from which to print
pages in the new page style.
In the Margins section, specify the size of the margins in your preferred unit of measurement. If you
select Mirrored for Page layout in the Layout settings section, then the names of the margins
change from Left and Right to Inner and Outer.
Chapter 7 Working with Styles 235

In the Layout settings section, choose the desired Page layout from the four available options.
Decide whether the page style being defined applies to both left and right pages (default), or
applies to right or left only. Some considerations:
•If you plan to bind the printed pages using this style like a book, select a mirrored layout.
Use the Format drop-down menu to determine the page numbering style to apply to this
page style.
•A common practice in page layouts is to have asymmetrical page margins—both for left
and right margins and for top and bottom margins. There are various schemes for
accomplishing this. The most common of them follow these two general rules for printed
page layouts: (a) The outer margin (right margin on a right-hand page) would have a wider
margin than an inner margin (left margin on a right-hand page); (b) The bottom margin
would be larger than a top margin. The rationale for an asymmetrical page layout is
allowing more space for readers to place their hands while holding the books or other
printed documents. About.com describes some page layouts on their Web site: Perfect
Proportions Using Page Margins in Desktop Publishing.
•If you want the first page of a new chapter to always start on a right (recto) page, make
sure that the page style for the first chapter page is set for the right page only by making
this selection in the Layout settings field. The typical procedure for the rest of a chapter is
to define a single “mirrored” page style for both left and right pages. A mirrored page can
have different headers and footers. If done this way, every chapter will use two page styles.
•You can choose to define separate page styles for left and right pages, if you want the
pages to be very different in appearance (for example, different margins or headers and
footers only on right pages but not on left pages; imagine a book with a full-page
photograph on the left pages and text on the right pages). In that case, make sure that the
Next Style field for the first page style is then set for a left-only page, which, in turn, is then
set to be followed by a right-only page style. If done this way, every chapter will use three
page styles. A hypothetical case might have these page-style names: First page, Left, and
Right.
If you check the Register-true box, Writer will create a vertical grid on the page with a spacing
between grid points that depends on the selected Reference Style. The vertical grid makes sure
that text printed on adjacent columns, opposite pages, or even both sides of the same sheet of
paper, is aligned—making it easier to read as well as being more pleasant to see.
Background and Border pages
Use the Background page to apply a background or the Border page to draw a border around the
text area of the page (the margins). You can also add a shadow to the text area. You can choose
between a solid color or a graphic image for the background and several styles of line for the
borders. Note that the page area affected by these changes does not include the area outside the
margins. If you plan to print on colored paper and want to have a feel of the final result you will
obtain or want to use a light color for the font, rather than changing the background, then go to
Tools > Options > LibreOffice and in the Appearance section, change the Document background
color.
Header and Footer pages
You can associate a different header or footer to each page style. This property makes it very easy
to have different headers on left and right pages, to avoid headers on pages at the start of a new
chapter, and so on. You can also have a different header or footer on the same page style where it
is used for the first page of a document.
236 LibreOffice 4.2 Writer Guide

Setting up the header and footer pages is straightforward. The instructions here refer to the
header, but the footer page has the same options. Activate the input boxes by selecting Header
on, then specify the left margin, right margin, and spacing to the main text area. For the height of
the header area, you can either select the AutoFit height box, which will make Writer adapt the
size to the contents, or specify the height manually. Clicking More opens a new dialog, where you
can set the borders and background of the header area.
If you deselect the Same content left/right box, you can specify a different header for left or right
pages, even if you use a single style for both as shown here. This option is not available on the
predefined Left and Right page styles or on any other page style defined to be a left or right page
only.
Deselecting Same content on first page allows you to set a different header on a first page when
using the same style for the Next Style.
Figure 255: Different content on left and right pages
Columns page
Use this page to create the desired column layout for the page style. The page is subdivided into
three sections: Settings, Width and Spacing and Separator Line. The Settings section contains
thumbnails of predefined columns settings you can select, as well as a text box where you can
enter the desired number of columns if you need to create a customized one.
After you select more than one column, the Width and Spacing section becomes active. If you are
not satisfied with the predefined settings (equally spaced columns), deselect the AutoWidth option
and enter the parameters manually. When you work with multiple columns per page, you can also
fine tune the position and size of a separator line between the columns.
Footnote page
Use this page to adjust the appearance of the footnotes. Keeping the default setting Not larger
than page area, the footnotes area is calculated automatically on the basis of the number of
footnotes. If you prefer to control manually the maximum space that footnotes can take, select the
Maximum footnote height option and enter the value in the preferred unit of measurement. Use
the second section of the page to customize the separator between the footnotes and the main
area.
Example: A book chapter sequence of pages
Book chapters typically start on a right-hand page, with the first page of the chapter having a
different layout from the rest of the pages. The other pages in the chapter are “mirrored” for
double-sided printing. For example, page numbers in the header or footer may be positioned on
the outside edge of pages and in this instance a wider margin (allowing for binding) is placed on
the inside edge.
Table 9 shows the properties of two page styles (Right Page and Default) set up for a typical book
chapter’s sequence of pages.
Chapter 7 Working with Styles 237

Table 9: Properties of customized page styles for book chapter
Page Style Desired effect Property: setting
Right Page First page always on the right (an
odd-numbered page)
Page > Page layout > Only right
No header or footer Header > Header on: Not selected
Top margin of page larger than on
other pages
Page > Margins > Top: 6.00cm
Default Mirrored margins Page > Page layout: Mirrored
Header with page number on the
top outside of the page and chapter
title in the top middle center of the
page
Header > Header on: Selected
Header > Header > Same content
left/right: Not selected
Figure 256 illustrates the transitions from the Right Page to Default page styles, with the change of
header between left and right pages shown by the # symbol.
Figure 256: Right Page and then the Default page style with
different headers for alternate pages.
Step 1. Set up the Right Page style.
1) On the Styles and Formatting window, click the Page Styles icon ( ) to display a list of
page styles.
2) Right-click on Right Page and select Modify from the pop-up menu.
3) On the Organizer page of the Page Style: Right Page dialog, change Next Style to Default.
Figure 257: Specifying the next style after the first page of a chapter
4) On the Page tab, specify a larger left margin for binding, and a larger top margin to move
the chapter title down the page.
238 LibreOffice 4.2 Writer Guide

Figure 258: Setting page margins and layout for the Right Page style
5) On the Header and Footer pages, be sure the Header on and Footer on options are not
selected. Click OK to save your changes.
Step 2. Set up the Default page style.
1) On the Styles and Formatting window, in the list of page styles, right-click on Default and
select Modify from the pop-up menu.
2) On the Organizer page of the Page Style: Default dialog, be sure Next Style is set to
Default.
3) On the Page tab of the Page Style: Default dialog, select Mirrored for Page layout and set
the Inner and Outer margins to the same width as the Left and Right margins, respectively,
on the Right Page style.
Figure 259: Setting page margins and layout for the Default page style
4) On the Header page of the Page Style: Default dialog, select the Header on option and
deselect the Same content left/right option. Click OK to save your changes.
Chapter 7 Working with Styles 239

Figure 260: Setting up the header properties for the Default page style
Step 3. Set up the Heading 1 paragraph style to start on a new right-hand page.
1) In the Styles and Formatting window, on the Paragraph Styles page, right-click on Heading
1 and select Modify.
2) On the Text Flow page of the Paragraph Style dialog, in the Breaks section, select Insert,
With Page Style, and Right Page. Click OK to save your changes.
Figure 261: Setting a paragraph style to start on a page of a selected style
Step 4. Start a new chapter.
Apply the Heading 1 paragraph style to the first paragraph, which is the title of the chapter.
Note
By default, the Heading 1 paragraph style is assigned to Outline Level 1. The
assignment of paragraph styles to outline levels is done through Tools > Outline
Numbering.
Step 5. Set up the page headers.
1) On a left page, put the cursor in the header and insert a page number field on the left
(Insert > Fields > Page Number).
2) Press Tab to put the cursor in the middle and insert a Chapter reference:
Press Control+F2 (or choose Insert > Fields > Other from the menu bar) to display the
Fields dialog (Figure 262).
On the Document page, for Type, select Chapter and for Format, select Chapter name.
Make sure that Level is set to 1 and then click Insert.
3) On a right page, put the cursor in the header, press the Tab key, insert a Chapter
reference, press Tab again, and insert a page number field.
4) If you need to adjust the tab stops for the header, modify the Header paragraph style. Do
not manually adjust the tab stops.
240 LibreOffice 4.2 Writer Guide

Figure 262: Inserting a chapter title into the header of a page
Working with list styles
List styles (also called numbering styles) work together with paragraph styles. They define
indentation, alignment, and the numbering or bullet characters used for list items. You can define
many list styles, from simple bulleted lists to complex multi-level (nested) lists.
As with other styles, the main reasons for using list styles are consistency and speeding up your
work. Although you can create simple lists quickly by clicking the Numbering On/Off or Bullets
On/Off icons on the Formatting toolbar, and create quite complex nested lists using the buttons on
the Bullets and Numbering toolbar, the appearance of the resulting lists may not be what you want
—and you might want to have more than one style of list. You can use the Bullets and Numbering
choice on the Format menu to manually format the appearance of some or all of the lists, but if you
later need to change their appearance, you will have a lot of manual work to do.
Note
LibreOffice uses the terms “numbering style” and “list style” inconsistently, but they
are the same thing. For example, the tooltip in the Styles and Formatting window
says “List Styles”, but its style dialog says “Numbering Style”.
Defining the appearance of a nested list
A nested list is a numbered or bulleted list with subordinate (usually indented) numbered or
bulleted lists. Rather than just a list of numbered items (1, 2, 3...), a nested list may have item 1,
then indented items numbered a, b, c or i, ii, iii or some other numbering method before the main
number 2. With numbering styles, you can achieve any combination of numbering formats you
want. A nested list may even combine numbered items with bulleted items.
There is no difference between defining a nested list style or a simple list, although nested lists
require more work. An example of a nested list is given in Chapter 3, Working with Text. In that
case, the list was built using one of the predefined outline schemes as a starting point, while in this
section we follow a more general approach so that the list can more fully suit your needs.
Chapter 7 Working with Styles 241

Creating a new list style
The dialog to create a new list style consists of six pages in addition to the usual Organizer page
discussed in “The Organizer page” on page 216.
Bullets, Numbering Styles, and Image pages
The Bullets, Numbering Style, and Image pages contain predefined formatting for list item symbols
(bullets or numbers). To use one of them for your style, click on the image. A thick border indicates
the selection. The bullets on the Bullets tab are font characters; those on the Image tab are
graphics.
If you choose a graphics bullet, on the Options page you can select the Link Graphics option to
create a link to the graphic object rather than embedding it in the document. If you decide to link
the graphic, keep in mind that the bullet will not be displayed when the document is opened on a
different computer (unless the same graphic file is located in the same location on both computers)
or if the graphic file used is moved to a different location on the computer.
Outline page
Use the Outline page to select from eight predefined nested lists. You can also select one and use
it as a starting point for your own style, customizing the list using the Position page and the
Options page, as described below.
Position page
Use the Position page to fine tune the indentation and spacing of the list item symbol and the text
of the list item. This page is particularly effective when used in combination with the Options page.
Figure 263: Position settings for a List style
242 LibreOffice 4.2 Writer Guide

You can adjust the following settings for each individual level or all levels at once (to make them all
the same). It is generally easier to adjust the settings in the order given below, instead of the order
on the dialog. That is, start from the overall indentation for the list elements, then fix the position of
the symbols, and finally adjust the alignment of the symbols.
•Numbering followed by: the character to follow the numbering symbol (plus any
characters—for example a punctuation mark—chosen on the Options page to appear after
the number). Choose between a tab stop, a space, or nothing. If you select the tab stop,
you can specify the position of the tab.
•Indent at: how much space is reserved for the numbering symbol, measured from the left
page margin. The alignment of the first line of the list is also affected by any tab you may
have set to follow the numbering.
•Aligned at: the position of the numbering symbol, measured from the left margin of the
page.
•Numbering alignment: how the numbering (including any text before or after as set in the
Options page) will be aligned. The Aligned at value determines the symbol alignment.
Note When defining an indentation different from 0, the position of the tabulation is not
considered.
Tip
In normal circumstances, setting the Numbering followed by distance to be equal
to the Indent at distance works well. See Figure 264 for a graphic representation of
the effects of the above parameters.
Figure 264: A numbered list of CD tracks highlighting the various elements
Position page for older documents opened in LibreOffice
If your document was created with an earlier version of a similar program such as OpenOffice.org,
or if the document was saved for compatibility reasons using the ODF file format version 1.1 or
earlier, the Position page will appear as in Figure 265.
Chapter 7 Working with Styles 243

Figure 265: The Position page for older documents
In this case you can adjust the following settings:
•Indent: the indentation of the number or bullet area, measured from the left margin of the
paragraph linked to the numbering style. In other words, if the paragraph style already has
an indentation, when the list style is applied the indentations are added together.
For any level other than Level 1, the Relative option causes the indentation to be
measured from the start of the previous level rather than from the page margin.
•Width of numbering: how much space is used by the numbering symbol. Writer reserves
this space, even if only part of it is used.
•Minimum spacing numbering <-> text: the spacing between the right edge of the
numbering symbol and the text. If the spacing to text is not sufficient, Writer will honor this
setting by expanding the numbering area. Setting the minimum spacing between
numbering and text is very useful when right-aligning the numbering or when there is much
text before or after the numbering.
•Numbering alignment: how the numbering (including any text before or after) will be
aligned.
Tip
To fully appreciate how the Numbering alignment works, try to create a numbered
list with more than ten elements and make sure that enough room has been made
for numbers with two or more digits. You may also wish to right-align numbers 10
or greater, as in Figure 264 on page 243.
Options page
Use the Options page (Figure 266) to define the style of the outline levels. The options available on
this page depend on the type of marker selected for the list. First, on the left side, select the level
you want to modify. To modify all ten levels at once, select 1 – 10 as the level. If you started from a
predefined outline, some of the levels will already have settings.
Depending on the numbering style selected in the Number box (bullet, graphic, numbering), some
of the following options become available on the page:
•Before: any text to appear before the number (for example, Step).
•After: any text to appear after the number (for example, a punctuation mark).
•Start at: the first value of the list (for example, you might want the list to start at 4 instead of
1).
•Character Style: the style to be used for the number or bullet.
•Character button: click to select the character for the bullet.
244 LibreOffice 4.2 Writer Guide

Figure 266: The Options page for a list style
•Graphics selection button: opens a list of available graphics (Gallery) or allows the
selection of a file on the hard disk to be used as the list marker.
•Width and Height: the dimensions of the graphic marker.
•Alignment: the alignment of the graphic object.
•Keep ratio option: fixes the ratio between the width and the height of the graphic marker.
The right-hand side of the dialog shows a preview of the modifications made.
To revert to the default values, click the Reset button in the bottom right corner. Finally, if you wish
to use consecutive numbers regardless of the outline level, check the Consecutive numbering
box at the bottom of the page.
Combining list and paragraph styles
When applying a list style, the underlying paragraph style remains unchanged. If your list must also
have a certain font size, indentations, and so on, you might expect to first apply a paragraph style
and then a list style (or the other way around). However, you can embed a list style in a paragraph
style using the Numbering page of the Paragraph Style dialog, and then apply only the paragraph
style to the list.
This section gives an example of combining list and paragraph styles.
1) Create a list style you want to use for the paragraph. For example: MyNumberedList.
2) Create a new paragraph style.
3) On the Organizer page of the Paragraph Style dialog:
a) Give the new paragraph style a name, say NumberedParagraph.
b) For the Next Style, choose NumberedParagraph (this will make the following
paragraph also be in this style, until you choose a different style).
Chapter 7 Working with Styles 245

c) In Linked with, choose None.
d) Leave Custom Styles, in the Category field.
4) Set up this paragraph style to your liking. Because the indentation is controlled by the List
style, to avoid undesired interactions do not change the indent settings on the Indents &
Spacing page. (You might want to change the spacing above and below the paragraph.)
5) On the Outline & Numbering page, choose the MyNumberedList style created in step 1.
6) Click OK to save this style.
To have full control, it is common practice to define three base paragraph styles for lists: List Start
for the first element of the list, List Continue for the subsequent elements of the list, and List End
for the last element of the list. You should also define a paragraph style to be used for unnumbered
list items (one for each nested level you intend to use) as well as an introductory style for the
paragraph preceding the start of the list (to allow for keeping the introductory paragraph with the
first list item, or for specifying spacing before the first list item that is different from the spacing
between other paragraphs).
Example: Creating a simple list style
In this example, we will create a numbered list that is used to number the songs on a CD. The
numbers are right aligned, and some space is left between the number and the title of the track.
As we want to reuse the same numbered list for other CDs, we will define a new list style and then
apply it to the tracks list.
Creating the CDTracks numbered list
As for the previous example, start by clicking the List Styles icon (fifth from the left) in the Styles
and Formatting window. Then right-click anywhere in the list box and choose New.
The Numbering style dialog is displayed. For the CDTracks style, we need to customize fields in
the Organizer, the Options, and the Position pages.
Style fields Description
Name Enter CDTrack
Category Custom styles will be OK for us.
Modify the options of the Options page as follows:
1) In the Level box, choose 1.
2) In the Numbering list, choose 1, 2, 3,....
3) Leave the Before and After boxes empty.
4) Leave the Character Style field as None.
5) Show sublevels should be grayed out.
6) Make sure Start at is set to 1.
7) Do not select Consecutive numbering.
As discussed above, the numbered list will adopt the settings of the underlying paragraph style. If
you want to use a special font, size or color for the numbering, you can create a character style
and apply it in the Options page.
If you want the word Track to appear before the number, add it to the Before field in the Options
dialog. Do not forget to add a space character to separate the word from the number.
246 LibreOffice 4.2 Writer Guide

Set up the final parameters of the CDTracks list style in the Position page.
1) In the Level box, choose 1.
2) For Numbering followed by, choose tab stop and set it at 4.0cm.
3) For Numbering alignment, choose Right.
4) For Aligned at choose 1.5cm. (this refers to the alignment of the numbers)
5) For Indent at choose 4.0cm. (This sets the indentation of the whole list.) Click OK to finish.
Applying the list style
Now that the list style is available, it can be quickly applied to any list in the document:
1) If starting a new list, before pressing Enter to start a new line, double-click on the desired
list style name in the Styles and Formatting window.
2) If you already have a list, select it and then double-click on the desired list style name in the
Styles and Formatting window.
Note
Remember that applying a list style does not affect the characteristics of the
underlying paragraph; therefore you may want to check if you are satisfied with the
paragraph style before applying the list style.
If you have more than one list in a document, the second and subsequent lists with the same style
continue their numbering from the previous list. To restart at 1, place the cursor anywhere in the
paragraph you want numbered 1, right-click, and choose Restart numbering.
To stop using numbering, press the Numbering On/Off button on the Standard Toolbar. The final
result is illustrated in Figure 264.
Chapter 7 Working with Styles 247


Chapter 8
Working with Images

Images (graphics) in Writer
When you create a text document using LibreOffice Writer, you may want to include some
illustrations. Illustrations (images or graphics) are added to documents for a variety of reasons:
from supporting the description provided in the text—as used in this Guide—to providing an
immediate visual representation of the contents, as is often found in a newspaper.
Images in Writer are of three basic types:
•Image files, such as photos, drawings, and scanned images
•Diagrams created using LibreOffice’s drawing tools
•Charts created using LibreOffice’s Chart facility
This chapter covers images and diagrams.
More detailed descriptions on working with drawing tools can be found in the Draw Guide and
Impress Guide. Instructions on how to create charts are given in the Calc Guide.
Creating and editing images
You might create images (also called ‘pictures’ in LibreOffice) using a graphics program, scan
them, or download them from the Internet (make sure you have permission to use them), or use
photos taken with a digital camera. Writer can import various vector (line drawing) images, and can
rotate and flip such images. Writer also supports raster (bitmap) file formats, the most common of
which are GIF, JPG, PNG, and BMP. See the Help for a full list.
Writer can import SmartArt images from Microsoft Office files. For example, Writer can open a
Microsoft Word file that contains SmartArt, and you can use Writer to edit the images.
Some things to consider when choosing or creating pictures include image quality and whether the
picture will be printed in color or black and white (grayscale).
To edit photos and other bitmap images, use a bitmap editor. To edit line drawings, use a vector
drawing program. You do not need to buy expensive programs. Open-source (and usually no-cost)
tools such as Gimp (bitmap editor) and Inkscape (vector drawing program) are excellent. For many
graphics, LibreOffice Draw is sufficient. These and many other programs work on Windows,
Macintosh OS X, and Linux.
For best results:
•Create images that have the exact dimensions required for the document, or use an
appropriate graphics package to scale photographs and large drawings to the required
dimensions. Do not scale images with Writer, even though Writer has tools for doing this,
because the results might not be as clear as you would like.
•Do any other required image manipulation (brightness and contrast, color balance,
cropping, conversion to grayscale, and so on) in a graphics package, not in Writer, even
though Writer has the tools to do a lot of these things too.
•If the document is meant for screen use only, there is no need to use high resolution
images of 300 or more dpi (dots per inch). Most computer monitors work at between 72
and 96 dpi; reducing the resolution (and the file size) has no negative impact on what is
displayed but does make Writer more responsive.
250 LibreOffice 4.2 Writer Guide

Preparing images for black-and-white printing
If color images are to be printed in grayscale, check that any adjacent colors have good contrast
and print dark enough. Test by printing on a black-and-white printer using a grayscale setting.
Better still: change the “mode” of the image to grayscale, either in a photo editor or in Writer itself
(see “Graphics mode” on page 256).
For example, the following diagram looks good in color. The circle is dark red and the square is
dark blue. In grayscale, the difference between the two is not so clear. A third element in the
diagram is a yellow arrow, which is almost invisible in grayscale.
Original drawing in color Drawing printed in grayscale
Changing the colors of the circle and the arrow improves the contrast and visibility of the resulting
grayscale image.
Original drawing in color Drawing printed in grayscale
If the document will be available in black-and-white print only, a better result can often be obtained
by choosing grayscale fills, not color fills—and you don’t have to guess and test to see if you’ve
made good choices.
Adding images to a document
Images can be added to a document in several ways: by inserting an image file, directly from a
graphics program or a scanner, from a file stored on your computer, or by copying and pasting from
a source being viewed on your computer.
Inserting an image file
When the image is in a file stored on the computer, you can insert it into a LibreOffice document
using either of the following methods.
Drag and drop
1) Open a file browser window and locate the image you want to insert.
2) Drag the image into the Writer document and drop it where you want it to appear. A faint
vertical line marks where the image will be dropped.
This method embeds (saves a copy of) the image file in the Writer document. To link the file
instead of embedding it, hold down the Control+Shift keys while dragging the image.
Chapter 8 Working with Images 251

Insert Image dialog
1) Click in the LibreOffice document where you want the image to appear.
2) Choose Insert > Image > From File from the Menu bar.
3) On the Insert Image dialog, navigate to the file to be inserted, and select it.
At the bottom of the dialog are two options, Preview and Link. Select Preview to view a
thumbnail of the selected image on the right (as shown in the example), so you can verify
that you have the correct file. See “Inserting an image file” below for the use of Link.
4) Click Open.
Figure 267: Insert Image dialog
Linking an image file
If the Link option in the Insert picture dialog is selected, LibreOffice creates a link to the file
containing the image instead of saving a copy of the image in the document. The result is that the
image is displayed in the document, but when the document is saved, it contains only a reference
to the image file—not the image itself. The document and the image remain as two separate files,
and they are merged together only when you open the document again.
Figure 268: Cautionary message box when inserting a linked image
Linking an image has two advantages and one disadvantage:
•Advantage – Linking can reduce the size of the document when it is saved, because the
image file itself is not included. File size is usually not a problem on a modern computer
with a reasonable amount of memory, unless the document includes many large images
files; LibreOffice can handle quite large files.
252 LibreOffice 4.2 Writer Guide

•Advantage – You can modify the image file separately without changing the document
because the link to the file remains valid, and the modified image will appear when you
next open the document. This can be a big advantage if you (or someone else, perhaps a
graphic artist) is updating images.
•Disadvantage – If you send the document to someone else, or move it to a different
computer, you must also send the image files, or the recipient will not be able to see the
linked images. You need to keep track of the location of the images and make sure the
recipient knows where to put them on another machine, so the document can find them.
For example, you might keep images in a subfolder named Images (under the folder
containing the document); the recipient of the file needs to put the images in a subfolder
with the same name (under the folder containing the document).
Note
When inserting the same image several times in the document it would appear
beneficial to create links; however, this is not necessary as LibreOffice embeds in
the document only one copy of the image file.
Embedding linked images
If you originally linked the images, you can easily embed one or more of them later if you wish. To
do so:
1) Open the document in LibreOffice and choose Edit > Links.
2) The Edit Links dialog shows all the linked files. In the Source file list, select the files you
want to change from linked to embedded. Click Update to ensure you have the latest
image where changes may have taken place.
3) Click the Break Link button.
4) Click Yes in the confirmation message box.
5) Save the document.
Note Going the other way, from embedded to linked, is not so easy—you must delete
and reinsert each image, one at a time, selecting the Link option when you do so.
Figure 269: The Edit Links dialog
Chapter 8 Working with Images 253

Inserting an image from the clipboard
Using the clipboard, you can copy images into a LibreOffice document from another LibreOffice
document and from other programs. To do this:
1) Open both the source document and the target document.
2) In the source document, select the image to be copied.
3) Move the mouse pointer over the selected image and press Control+C (or right-click and
select Copy from the context menu) to copy the image to the clipboard.
4) Switch to the target document.
5) Click to place the cursor where the image is to be inserted.
6) Press Control+V (or right-click and select Paste from the context menu) to insert the image.
Caution If the application from which the image was copied is closed before the image is
pasted into the target, the image stored on the clipboard could be lost.
Inserting an image using a scanner
If a scanner is connected to your computer, LibreOffice can call the scanning application and insert
the scanned item into the LibreOffice document as an image. To start this procedure, click where
you want the image to be inserted and select Insert > Image > Scan > Select Source.
Select the scan source from the list. This list will contain available devices and, on Windows
systems the Windows Imaging Acquisition (WIA) platform to these devices. After choosing the
device, select Insert > Image > Scan > Request. This will open the imaging software to permit
you to adjust settings for picture quality, size, and other settable attributes. This practice is quick
and easy, but may not result in a high-quality image of the correct size. You may get better results
by scanning material into a graphics program and cleaning it up there before inserting the resulting
image into LibreOffice.
Inserting an image from the Gallery
The Gallery provides a convenient way to group reusable objects such as images and sounds that
you can insert into your documents. The Gallery is available in all components of LibreOffice. It
comes with many images, but you can still add your own pictures or find extensions containing
more images. The Gallery is explained in more detail in Chapter 11, Graphics, the Gallery, and
Fontwork, in the Getting Started guide. For more about extensions, see Chapter 16, Customizing
Writer, in this book.
This section explains the basics of inserting a Gallery image into a Writer document.
1) To open the Gallery, click on the Gallery icon ( ) (located in the Standard toolbar and in
the Drawing toolbar) or choose Tools > Gallery from the Menu bar. The Gallery can also
be accessed through the Gallery tab on the Sidebar (View > Sidebar > Gallery).
2) Navigate through the Gallery to find the desired picture.
3) To insert the picture, click and drag it from the Gallery into the Writer document. You can
also right-click on the picture and choose Insert > Copy.
Figure 270 shows an example of an image dragged from the Gallery.
By default, the Gallery is docked above the Writer workspace unless accessed from the Sidebar, in
which case it is docked on the right hand side in a vertical orientation. To expand the Gallery
opened from other than the Sidebar, position the pointer over the line that divides it from the top of
254 LibreOffice 4.2 Writer Guide

the workspace. When the pointer changes to parallel lines with arrows, click and drag downward.
The workspace re-sizes in response.
To expand the Gallery without affecting the workspace, undock it so it floats over the workspace.
To do so, hold down the Control key and double-click on the upper part of the Gallery next to the
View icons. Double-click in the same area while holding down the Control key to dock it again
(restore it to its position over the workspace).
When the Gallery is docked, to hide it and view the full Writer workspace, click the Hide/Show
button in the middle of the thin bar separating the Gallery from the workspace (circled in Figure
270).
The vertically oriented Gallery of the Sidebar can be manipulated by similar cursor placements and
control selection.
To close the Gallery, choose Tools > Gallery to toggle the Gallery entry, or click on the Gallery
icon again. The Sidebar can be closed by deselecting View > Sidebar from the Menu bar.
Figure 270: Inserting an image from the Gallery
Modifying an image
When you insert a new image, you may need to modify it to suit the document. The placement of
the picture relative to the text is discussed in “Positioning images within the text” on page 263. This
section describes the use of the Picture toolbar, resizing, cropping, and a workaround to rotate a
picture.
Writer provides many tools for working with images. These tools are sufficient for most people’s
everyday requirements. However, for professional results it is generally better to use an image
manipulation program such as GIMP to modify images (for example, to crop, resize, rotate, and
change color values) and then insert the result into Writer. GIMP is an open-source graphics
program that can be downloaded from http://www.gimp.org/downloads/.
Chapter 8 Working with Images 255

Using the Picture toolbar
When you insert an image or select one already present in the document, the Picture toolbar
appears. You can set it to always be present (View > Toolbars > Picture). Picture control buttons
from the Picture toolbar can also be added to the Standard Toolbar. See Chapter 16, Customizing
Writer, for more information.
This toolbar can be either floating or docked. Figure 271 shows what the Picture toolbar looks like
when it is floating.
1Filter 10 Red 19 Remove Noise
2Graphics mode 11 Green 20 Solarization
3Color 12 Blue 21 Aging
4Transparency 13 Brightness 22 Posterize
5Flip Horizontally 14 Contrast 23 Pop Art
6Flip Vertically 15 Gamma 24 Charcoal Sketch
7Rotate 90° Left 16 Invert 25 Relief
8Rotate 90° Right 17 Smooth 26 Mosaic
9Frame Properties 18 Sharpen
Figure 271: Picture toolbar plus tear-off Graphic Filter toolbar and floating Color toolbar
Two other toolbars can be opened from this one: the Graphic Filter toolbar, which can be torn off
and placed elsewhere on the window, and the Color toolbar, which opens as a separate floating
toolbar.
From these three toolbars, you can apply small corrections to the image or obtain special effects.
Graphics mode
You can change color images to grayscale, to black and white, or to a
watermark by selecting the image and then selecting the relevant menu
item from the Graphics mode list.
Flip vertically, horizontally or in 90° rotations
To flip an image vertically horizontally or rotate it by ninety degrees, select the image, and then
click the relevant button.
256 LibreOffice 4.2 Writer Guide

Filters
Table 10 provides a short description of the available filters, however the best way to understand
them is to see them in action. Experiment with the different filters and filter settings, remembering
that you can undo all the changes by pressing Ctrl+Z or Alt+Backspace or by selecting Edit >
Undo.
Table 10: Graphic filters and their effects
Icon Name Effect
Invert Inverts the color values of a color image or the brightness values of
a grayscale image.
Smooth Softens the contrast of an image.
Sharpen Increases the contrast of an image.
Remove noise Removes single pixels from an image.
Solarization Mimics the effects of too much light in a picture. A further dialog
opens to adjust the parameters.
Aging Simulates the effects of time on a picture. Can be applied several
times. A further dialog opens to adjust the aging level.
Posterize Makes a picture appear like a painting by reducing the number of
colors used.
Pop Art Modifies the picture dramatically.
Charcoal Displays the image as a charcoal sketch.
Relief A dialog is displayed to adjust the light source that will create the
shadow and, hence, the relief effect.
Mosaic Joins groups of pixels into a single area of one color.
Color
Use this toolbar to modify the individual RGB color components of the image (red, green, blue) as
well as the brightness, contrast, and gamma of the image. If the result is not satisfactory, you can
press Control+Z to restore the default values.
Transparency
Modify the percentage value in the Transparency box on the Picture toolbar to make the image
more transparent. This is particularly useful when creating a watermark or when wrapping the
image in the background.
Chapter 8 Working with Images 257

Using the Formatting toolbar and Picture dialog
When an image is selected, you can customize some aspects of its appearance using the tools
available on the Formatting toolbar (shown in Figure 277) as well as in the dialog that is shown by
right-clicking on the image and selecting Picture. You can, for example, create a border around the
image, selecting style and color; or you can (in the Borders page of the Picture dialog) add a
shadow to the image.
Cropping images
When you are only interested in a section of the image for the purpose of your document, you may
wish to crop (cut off) parts of it.
Note
If you crop an image in Writer, the image itself is not changed. Writer hides, not
cuts off, part of the image. If you export the document to HTML, the original image
is exported, not the cropped image.
To start cropping the image, right-click on it and select Picture from the context menu. In the
Picture dialog, select the Crop page.
The units of measurement shown on the Crop page are those set in Tools > Options >
LibreOffice Writer > General.
Two options are available in the crop section for cropping an image.
The first option is the default; Keep scale. You can visualize this as using scissors on a paper
picture. As you cut parts off, the image gets smaller.
Figure 272: Result on image size of cropping using Keep scale option
The second option is Keep image size. You can visualize this as having a picture frame and the
image is zoomed in as much as required to fill the fixed-size frame.
You can see in Figure 272 that as the values in Left, Right, Top, and Bottom are altered, the
boundaries of the image in the preview box alter to show the crop area on the image. This results
in either an image size change, or a scale change for a fixed image size (Figure 273).
The Width and Height fields under either Scale or Image size change as you enter values in the
Left, Right, Top, and Bottom fields, depending on which option, Keep scale, or Keep image size, is
selected.
258 LibreOffice 4.2 Writer Guide

The original image size is indicated above the Original Size button. The bitmap image density is
shown alongside this dimension.
Figure 273: Result using Keep image scale option
Resizing an image
To perfectly fit the image into your document, you may have to resize it. There are a number of
options available in Writer to do this.
A quick and easy way to resize is by dragging the image’s sizing handles:
1) Click the image, if necessary, to show the green sizing handles.
2) Position the pointer over one of the green sizing handles. The pointer changes shape
giving a graphical representation of the direction of the resizing.
3) Click and drag to resize the image.
4) Release the mouse button when satisfied with the new size.
The corner handles resize both the width and the height of the image simultaneously, while the
other four handles only resize one dimension at a time.
Tip To retain the original proportions of the image, Shift+click one of the corner handles,
then drag.
Figure 274 shows three examples of an image inserted into a document and resized.
For more accurate resizing of images, use either the Crop page of the Picture dialog (Figure 272)
or, the Type page of the Picture dialog.
On the Crop page you can adjust the following settings:
•Scale Width and Height: specify in percentages the scaling of the image. The size of the
image changes accordingly. For a symmetrical resizing, both values need to be identical.
•Image size: specify the size of the image in your preferred unit of measurement. The
image enlarges or shrinks accordingly.
•Original size button: when clicked, restores the image to its original size. This will be the
size resulting after any cropping was carried out.
Chapter 8 Working with Images 259

Figure 274: Three examples of resized images, plus the original image
On the Type page of the Picture dialog, select the Relative option to toggle between percentage
and actual dimension. For a symmetrical resizing, select the Keep ratio option. Clicking on the
Original Size button restores the original image size, the scale dimensions are altered if the image
has been cropped.
Rotating an image
Writer does not provide a tool for rotating an image in other than 90° increments; however, there is
a simple workaround:
1) Open a new Draw or Impress document (File > New > Drawing or File > New >
Presentation).
2) Insert the image you want to rotate. You can use any of the mechanisms described in
“Adding images to a document” on page 251, although there are some slight variations in
the position of the menu entries and icons.
3) Select the image, then in the Drawing toolbar (shown by default at the bottom of the
window in Impress and Draw), select the Rotate icon ( ) from the Effects tear-off
toolbar ( ).
4) Rotate the image as desired. Use the red handles at the corners of the image and move
the mouse in the direction you wish to rotate. By default the image rotates around its center
(indicated by a black cross-hair), but you can change the pivot point by moving the black
cross-hair to the desired rotation center.
Tip To restrict the rotation angle to multiples of 15 degrees keep the Shift key pressed
while rotating the image.
5) Select the rotated image by pressing Ctrl+A, then copy the image to the clipboard with
Ctrl+C.
260 LibreOffice 4.2 Writer Guide

6) Finish by going back to the location of the Writer document where the image is to be
inserted and pressing Ctrl+V.
Other settings
The Picture dialog (Figure 272) consists of nine pages. The Crop page was described on page
258, while the use of the Type and the Wrap pages is explained in “Positioning images within the
text” on page 263. The other pages serve the following purposes:
•Options: use this page to give the image a descriptive name (as you want it to appear in
the Navigator), display alternative text when the mouse hovers over the image in a web
browser when the image is not available, and protect some of the image settings from
accidental changes. You can also prevent the image from being printed by deselecting the
corresponding option.
•Borders: use this page to create borders around the image. The Borders dialog is the
same as the one used for defining table or paragraph borders. You can also add a shadow
to the image if so desired.
•Background: use this page to change the background color of the image. This setting
produces the desired results only for images with a transparent color.
•Hyperlink: use this page to associate a hyperlink to the image. You can also create an
image map so that only certain areas of the image respond to a mouse click by opening the
associated URI (Uniform Resource Identifier) in the default browser. More information on
image maps can be found in the Impress Guide.
•Picture: use this page to flip the image as well as to display the original location of the file
in case the image is linked rather than embedded.
•Macro: allows you to associate a macro to the image. You can choose among the
predefined macros or write your own.
Deleting an image
To delete an image:
1) Click on the image to show the green resizing handles.
2) Press Delete.
Using Writer’s drawing tools
You can use Writer’s drawing tools to create graphics, such as simple diagrams using rectangles,
circles, lines, text, and other predefined shapes. You can also group several drawing objects to
make sure they maintain their relative position and proportion.
You can place the drawing objects directly on a page in your document, or you can insert them into
a frame.
You can also use the drawing tools to annotate photographs, screen captures, or other illustrations
produced by other programs, but this is not recommended because:
•You cannot include images in a group with drawing objects, so they may get out of
alignment in your document.
•If you convert a Writer document to another format, such as HTML, the drawing objects and
the images will not remain associated; they are saved separately.
In general, if you need to create complex drawings, it is recommended you use LibreOffice Draw,
which includes many more features such as layers, styles, and so on.
Chapter 8 Working with Images 261

Creating drawing objects
To begin using the drawing tools, display the Drawing toolbar (Figure 275), by clicking View >
Toolbars > Drawing.
If you are planning to use the drawing tools repeatedly, you can tear off this toolbar and move it to
a convenient place on the window.
1Select 5Freeform Line 9Symbol Shapes 13 Stars
2Line 6Text 10 Block arrows 14 Points
3Rectangle 7Callouts 11 Flowcharts 15 Fontwork Gallery
4Ellipse 8Basic Shapes 12 Callouts 16 From File
17 Extrusion On/Off
Figure 275: The Drawing toolbar
To use a drawing tool:
1) Click in the document where you want the drawing to be anchored. You can change the
anchor later, if necessary.
2) Select the tool from the Drawing toolbar (Figure 275). The mouse pointer changes to a
drawing-functions pointer similar to this one for a rectangle shape ( ).
3) Move the cross-hair pointer to the place in the document where you want the image to
appear and then click-and-drag to create the drawing object. Release the mouse button.
The selected drawing function remains active, so you can draw another object of the same
type.
4) To cancel the selected drawing function, press the Esc key or click on the Select icon (the
arrow) on the Drawing toolbar.
5) You can now change the properties (fill color, line type and weight, anchoring, and others)
of the drawing object using either the Drawing Object Properties toolbar (Figure 276) or the
choices and dialog reached by right-clicking on the drawing object.
To set the properties for a drawing object before you draw it:
1) On the Drawing toolbar (Figure 275), click the Select tool.
2) On the Drawing Object Properties toolbar (Figure 276), click on the icon for each property
and select the value you want for that property.
3) For more control, or to define new attributes, you can click on the Area or Line icons on the
toolbar to display detailed dialogs.
The default you set applies to the current document and session. It is not retained when you close
the document or close Writer, and it does not apply to any other document you open. The defaults
apply to all the drawing objects except text objects.
To change the properties for an existing drawing object, select the object, then continue as
described above.
262 LibreOffice 4.2 Writer Guide

1Line 5Line Color 9To Foreground 13 Alignment
2Arrow Style 6Area 10 To Background 14 Change Anchor
3Line Style 7Area Style / Filling 11 Bring to Front 15 Ungroup
4Line Width 8Rotate 12 Send to Back 16 Group
Figure 276: Drawing Object Properties toolbar
You can also specify the position and size, rotation, and slant and corner radius properties of the
drawing object:
1) Right-click on the drawing object and then click Position and Size from the context menu.
The Position and Size dialog is displayed.
2) Choose any properties, as required.
Resizing a drawing object
The same considerations for resizing an image apply also to resizing an object. Select the object,
click on one of the eight handles around it and drag it to its new position. For a scaled resizing,
select one of the corner handles and keep the Shift key pressed while dragging the handle to its
new position.
For more sophisticated control of the size of the object, select Format > Object > Position and
Size from the Menu bar. Use the Position and Size dialog to set the width and height
independently. If the Keep ratio option is selected, then the two dimensions change so that the
proportion is maintained, allowing for a scaled resizing.
Grouping drawing objects
To group drawing objects:
1) Select one object, then hold down the Shift key and select the others you want to include in
the group. The bounding box expands to include all the selected objects.
2) With the objects selected, hover the mouse pointer over one of the objects and choose
Format > Group > Group from the Menu bar or right-click and choose Group > Group
from the context menu.
Note You cannot include an embedded or linked image in a group with drawing objects.
Positioning images within the text
When you add an image to a text document, you need to choose how to position it with respect to
the text and other images. The positioning of images is often rather time-consuming and may be
very frustrating for both inexperienced and experienced users. As Writer is a word processor rather
than a desktop publishing program, there are some limitations to the flexibility in positioning images
and it takes time to get things exactly as you would like them.
Chapter 8 Working with Images 263

Positioning of an image is controlled by four settings:
•Arrangement refers to the placement of an image on an imaginary vertical axis.
Arrangement controls how images are stacked upon each other or relative to the text.
•Alignment refers to the vertical or horizontal placement of an image in relation to the
chosen anchor point.
•Anchoring refers to the reference point for the images. This point could be the page, or
frame where the object is, a paragraph, or even a character. An image always has an
anchor point.
•Text wrapping refers to the relation of images to the surrounding text, which may wrap
around the graphic on one or both sides, be overprinted behind or in front of the graphic, or
treat the graphic as a separate paragraph or character.
The settings can be accessed in a number of ways, depending on the nature of the images:
1) From the Format menu, where you can find Alignment, Arrange, Wrap, and Anchor
(both for images and drawing objects).
2) From the context menu displayed when you right-click on the graphic.
3) From the OLE-Object toolbar (default setting shown in Figure 277).
4) For images, from the Type and Wrapping pages of the Picture dialog. Note that you cannot
control the arrangement using the dialog. To open the Picture dialog, click on the image to
select it and then choose Format > Picture or right-click on the graphic and choose
Picture on the context menu.
5) For drawing objects, from the Position and Size page of the Position and Size dialog. To
open the Position and Size dialog, click on the drawing object to select it and then choose
Format > Object > Position and Size or right-click on the graphic and choose Position
and Size on the context menu. Note that you can only control the alignment and anchoring.
1Apply Style 6Base line centered 11 Frame Properties 16 Line Style
2Align Left 7Base line at bottom 12 Bring to Front 17 Line Color (of the border)
3Center
Horizontal
8Wrap Off 13 Send to Back
4Align Right 9Page Wrap 14 Change Anchor
5Base line at
top
10 Wrap Through 15 Borders, add lines; SHIFT
to add and remove
Figure 277: OLE-Object toolbar (graphical control of positioning for images)
Arranging images
Arranging an image means to determine its vertical position relative to other images or text.
Arranging is only relevant when objects are overlapping. You can choose between four common
settings, plus a fifth special setting for drawing objects:
Bring to Front
Places the image on top of any other images or text.
Bring Forward
Brings the image one level up in the stack (z-axis). Depending on the number of overlapping
objects, you may need to apply this option several times to obtain the desired result.
264 LibreOffice 4.2 Writer Guide

Send Backward
The opposite of Bring Forward; sends the selected graphic one level down in the object stack.
Send to Back
Sends the selected graphic to the bottom of the stack, so that other images and text cover it.
To Background / To Foreground
Only available for drawing objects; moves the drawing object behind or in front of the text
respectively.
Anchoring images
You can anchor images as a character or to a page, paragraph, or character. You can also place
images in a frame and anchor the frame to a page, paragraph, or character. Which method you
choose depends on what you are trying to achieve.
Here are the ways you can anchor images or drawing objects:
To Page
The graphic keeps the same position in relation to the page margins. It does not move as you
add or delete text or other images. This method is useful when the graphic does not need to be
visually associated with a particular piece of text. It is often used when producing newsletters
or other documents that are very layout intensive, or for placing logos in letterheads.
Caution If you plan to use a document within a master document, do not anchor images
To Page because the images will disappear from the master document. See
Chapter 13, Working with Master Documents, for more information.
To Paragraph
The graphic is associated with a paragraph and moves with the paragraph. It may be placed in
the margin or another location. This method is useful as an alternative to a table for placing
icons beside paragraphs.
To Character
The graphic is associated with a character but is not in the text sequence. It moves with the
paragraph but may be placed in the margin or another location. This method is similar to
anchoring to a paragraph but cannot be used with drawing objects.
As Character
The graphic is placed in the document like any other character and, therefore, affects the
height of the text line and the line break. The graphic moves with the paragraph as you add or
delete text before the paragraph. This method is useful for keeping screen-shots in sequence
in a procedure (by anchoring them as a character in a blank paragraph) or for adding a small
(inline) icon in sequence in a sentence.
To Frame
If the graphic has been placed in a frame, you can anchor the graphic in a fixed position inside
the frame. The frame can then be anchored to the page, a paragraph, or a character, as
required.
Chapter 8 Working with Images 265

Aligning images
Once you have established the anchor point of the graphic, you can decide the position of the
graphic relative to this anchor: this is called aligning the images. Choose from six options: three for
aligning the graphic horizontally (left, center, right) and three for aligning the graphic vertically (top,
center, bottom). Horizontal alignment is not available for images anchored As Character.
For finer control of the alignment, use the Position options on the Type page of the Picture dialog,
shown in Figure 278.
Figure 278: Fine tuning the alignment
For both the horizontal and vertical position, start by picking the reference point in the right hand
side drop-down menu, then select in the first drop-down menu among Left, Right or Center. If you
select the value From left (or From top for the vertical positioning) you can specify the amount in
your selected unit of measurement. In the example in Figure 278, the upper-left corner of the
image will be placed at 3 cm from the left margin of the page horizontally and on the top margin
vertically.
A visual representation of the area to which the image is anchored is shown in the preview pane to
the right of the page, indicated by a red bordered area. The graphic position is indicated by a green
bordered area.
text around images
The Wrap setting determines the relation between the text and the graphic. Several choices are
available from the context menu:
No Wrap
With this option the text is placed above and below the image but not to either side of it. This is
the wrapping type used for most of the figures in this guide.
Page Wrap or Optimal Page Wrap
The text flows around the image. Moving the image around the page causes the text to be
rearranged to fill the space to the left and right of it. Optimal Page Wrap prevents text from
being placed to the side of the image if the spacing between the image and the margin is less
than 2 cm.
Wrap Through
Superimposes the image on the text. That is, the image is in front of the text. This option must
be used in conjunction with the image-transparency setting in order to make the text under the
picture visible.
In Background
Similar to Wrap Through, but the image is placed behind the text so there may be no need to
change the transparency to make the text visible.
Note The No Wrap option found in the context menu of a picture is equivalent to the
Wrap Off menu item in the Format > Wrap menu.
266 LibreOffice 4.2 Writer Guide

The wrap format is normally selected after the anchoring and the alignment of the picture have
been decided. To set the position of an image to the desired wrap format, follow these steps:
1) Select an image by clicking on it.
2) Right-click to display the context menu and move the mouse pointer to Wrap to display the
available wrap formats. Alternatively you can select Format > Wrap from the Menu bar.
3) Select the desired wrap format.
Note When anchoring an image as character, you can only adjust the distance between
the image and the text, but no wrapping option is displayed.
To fine-tune the wrapping options, open the Picture dialog and select the Wrap page, shown in
Figure 279.
Figure 279: The advanced wrap format options
For images, you can open this dialog by selecting Format > Picture from the Menu bar or right-
click and select Picture from the context menu. For drawing objects, you can access the Wrap
page by selecting Format > Wrap > Edit in the Menu bar or right-click and select Wrap > Edit
from the context menu.
This page is divided into three sections. In the top part you can select from the wrap types
mentioned above, plus two additional wrap formats that prevent the text from filling the area to the
left (After) or to the right (Before) of the picture. Use the Spacing section of the page to adjust the
spacing between the image and the text. The contents of the Options section of the page may
change depending on the selected wrap format.
First paragraph
Check this box if you want LibreOffice to start a new paragraph after the image even if it could
still wrap around the image.
In background
This option becomes available if Through Wrap is selected; it moves the image to the
background.
Contour
Wraps the text around a custom contour rather than around the edge of the picture. This option
is only available for Page or Optimal Page Wrap.
Chapter 8 Working with Images 267

Outside only
Forces the text to wrap on the outside of the image, even if the contour contains open areas
within the shape.
Editing the contour
If you select wrapping around a drawing object, LibreOffice automatically creates a contour. The
Edit Contour option is only available for image wrapping. You can automatically create a contour
from the context menu after right-clicking the image, by selecting Contour. You can access the
Contour Editor by selecting Format > Wrap > Edit Contour or from the right-click menu.
The dialog shown in Figure 280 opens with the image loaded in the main window. Use the tools to
draw the region of the image you do not want to be covered by the text—this area will be shaded.
Figure 280: The Contour Editor in action with AutoContour
There are four tools available to create a contour in the Contour Editor window: Rectangle, Ellipse,
Polygon, and AutoContour. Some familiarity with drawing tools is required to create complex
contours; however, in most circumstances there is no need for high accuracy. Figure 280 shows
the actual contour used for “Example 2: Simple contour wrapping in action” when using
AutoContour, and as you can see the shape of the line around the edge of the apple is quite
acceptable.
When you are done, click on the Apply button to save the contour. If you are not satisfied with the
result, you can select the contour line and press the Delete key to restart, or click the Workspace
icon and then click inside the contour. You can also undo the previous steps or you can select the
Edit Points button and adjust the contour shape point by point. Be aware that any of the graphic
outside the contour line is not shown in the document.
For simple images, the AutoContour button does a decent job. If the contour has to be drawn
around an area with the same or a similar color, you can select this region using the eyedropper.
Select this tool, then click on a point in the image having the desired color. LibreOffice
automatically selects all the points which have the same or a similar color. The similarity level can
be changed by modifying the value in the tolerance box (100% = perfect match).
Note While all the positioning techniques discussed in this section apply equally to
frames, contour wrapping is not possible.
268 LibreOffice 4.2 Writer Guide

Example 1: Page wrapping
Figure 281 shows an example of page wrapping in action.
Figure 281: Example of image with Page Wrap formatting
To achieve this:
1) Insert the image into the document, then anchor it to the paragraph of your choice. To move
the anchor, select the image or the anchor, and move it until the anchor symbol is at the
beginning of the chosen paragraph.
2) Align the image so that the left margin of the image is where you want it to be. This can be
done with the mouse or using the advanced settings. The taskbar shows the location of the
upper left corner and the image size.
3) Change the wrap to Page Wrap. We now wish to increase the space between the image
and the text. To do this, access the Wrap page of the Picture dialog and set the gap
between the image and text to 0.1” in all the boxes.
4) The last touch is to change the position so that the image has our chosen number of lines
of the paragraph above it. Again, you can use the mouse to drag the image or use the
advanced settings, which require a bit of trial and error. Moving with the mouse is the
simplest method.
Example 2: Simple contour wrapping in action
In this example we again apply page wrapping as in Example 1, enabling this time the contour
option. We will work on an image and on a drawing object as the contour option works slightly
differently in each case.
The example of Figure 282 was created following the steps below, which you can use to practice.
1) Create some text (a very quick way to do that is to use the dummy text available in
AutoText. Type DT and then press the F3 key).
2) Insert an image of your choice and anchor it to the first paragraph. Adjust the alignment as
desired then change the wrap type to Page Wrap.
3) Right-click on the picture to select the option Wrap > Contour, then right-click again and
select Wrap > Edit Contour from the context menu.
4) Use the technique discussed in “Editing the contour” on page 268 to create a custom
contour and click Apply. If needed, adjust the spacing between the edge of the image and
the text using the Wrap page of the Picture dialog.
Chapter 8 Working with Images 269

Figure 282: Image and drawing objects with contour wrapping
5) Insert an AutoShape of your choice (a triangle in the example) and proceed as in step 2
above.
6) Enable the contour wrap by selecting Format > Wrap > Contour from the Menu bar. As
discussed previously, LibreOffice automatically generates the contour. You may need to
adjust the distance between the drawing object and the text using Format > Wrap > Edit.
Example 3: Wrap Through and In Background
This example shows how to use an image as a watermark by wrapping the text through it and
adjusting the transparency. This is not the best way to create watermarks and it is presented here
only for illustration purposes. If you need to create a watermark, it is best to use a Fontworks object
wrapped in the background.
Selecting the Wrap Through option for an inserted image causes the image to overlap the text,
which as a result will be hidden. To make the text appear, change the transparency of the picture;
although the words under the image become visible, they may be difficult to read and will appear
lighter than the rest of the text.
To reproduce the example of Figure 283 create some dummy text, then insert the image of your
choice. Anchor the image (to the page in the example) and select the wrap through option from the
Format > Wrap menu or right-clicking on the image and selecting Wrap > Wrap Through from the
context menu. Move the image into the desired position. The Picture toolbar should be displayed
when the image is selected. Change the transparency to a suitable value (in the example this is
40%) so that the text can be read.
Figure 283: Transparent image added over the text
270 LibreOffice 4.2 Writer Guide

You can obtain a better result if you set an image’s wrap to In Background. With this selection all
the text will be clearly readable, with all characters having the same intensity, as long as the
background is not too dark. You may still need to adjust the transparency of the image.
Adding captions to images
You can add captions to images in three ways: automatically, by using the Caption dialog, or
manually.
Adding captions automatically
You can set up LibreOffice to add captions automatically whenever you insert an image, a table, or
other objects into a document. You can choose which objects are captioned automatically, what the
sequence name is for each caption (for example, “Table” or “Illustration”), and the position of the
caption.
To set up automatic captions:
1) Click Tools > Options. On the Options dialog, click on the + sign next to LibreOffice Writer
to show a list of options.
2) Select AutoCaption. Several choices are available at the right of the dialog for adding
captions automatically.
3) Choose which objects you want to be automatically captioned and specify the
characteristics of the captions.
For more information, see “AutoCaption options” in Chapter 2, Setting up Writer.
When you insert an image, if automatic captioning is enabled, the graphic is placed in a frame
along with a caption containing the default sequence name for images―Illustration. Position the
cursor in the caption area and type the text for the caption. You can change the sequence name by
selecting one from the drop-down Category list or typing in your own.
Note
You can specify where to place an automatic caption for any object except a
picture; picture captions can only be automatically placed below the picture. If you
need a caption above the picture (for example, for data plots in scientific
publications), you must add the captions manually, as described in “Adding
captions manually” on page 273.
Tip
A common sequence name—Figure—is not one of the names provided: <None>,
Drawing, Illustration, Table, and Text. If you want the name “Figure” or any other
custom name for your images, do the following:
1) Open the Options – LibreOffice Writer – AutoCaption dialog, as described
above.
2) In the Add captions automatically when inserting section, select LibreOffice
Writer Picture. This activates the Caption area in the dialog for pictures
(images).
3) Under the Category drop-down list, enter the name that you want added (say,
Figure), by overwriting any sequence name in the list. (Overwriting a term
does not delete it from the drop-down list.) You can also set some options for
the number style and for a separator between the name and the number, if
desired. Click OK to save the changes.
Chapter 8 Working with Images 271

Adding captions using the Caption dialog
To add captions using the Caption dialog:
1) Insert the graphic, then either right-click it and select Caption from the context menu, or
select it and choose Insert > Caption from the Menu bar.
2) Under Properties on the Caption dialog (Figure 284), make your selections for the
Category, Numbering, and Separator fields (Illustration, Arabic (1 2 3), and a colon (:),
respectively, for the example in Figure 284 and type your caption text in the Caption text
box at the top. Whatever text you enter for the caption appears in the box at the bottom,
after the sequence name, number, and separator.
Figure 284: Defining the caption for an illustration
3) Click OK. The graphic and its caption are placed in a frame, as shown in Figure 285.
Tip In the Category box, you can type any name you want, for example Figure.
LibreOffice will create a numbering sequence using that name.
Illustration 1. An example
Figure 285: An example of an image and its caption contained in a frame. The outer
box shows the edge of the frame; this border is normally set to be invisible.
Overriding the default positioning of captions
The default positioning for picture captions is Below, and that position cannot be changed using the
Caption dialog. However, you can override the positioning manually, as follows:
1) Follow the instructions in “Adding captions using the Caption dialog“ on page 272 to create
the caption.
272 LibreOffice 4.2 Writer Guide

2) Right-click on the picture (not the frame surrounding picture and caption) and make sure
that Anchor > As Character is selected.
3) Left-click on the picture and drag and drop it after the caption.
Tip You may wish to adjust the spacing above and below the caption text to fine-tune
the appearance of the picture and its caption.
Adding captions manually
If you need to save as *.doc files or export in other formats, you may find that captions applied as
described above (either automatically or using the Caption dialog) are lost during the export.
To avoid export problems, or as another way to put captions above pictures or below them (the
usual case), you can add a caption manually, in either of two ways:
•Place the graphic and its caption in separate paragraphs.
•Use a table.
Place the graphic and its caption in separate paragraphs
Insert the graphic and anchor it to its paragraph as a character. Press Enter to create a new
paragraph for the caption.
1) In the caption paragraph, type, for example, Figure and add a space.
2) To insert the figure number automatically, click Insert > Fields > Other (Control + F2) and
select the Variables tab.
3) Select Number range in the Type list. Select Figure in the Selection list and choose, for
example, Arabic (1 2 3) in the Format drop-down list. Click the Insert button.
4) A number will appear after the word “Figure” in the caption. Now, type the text of the
caption.
Tips
If you are manually adding captions to a lot of figures using this method, you might
want to make an AutoText entry containing, for example, Figure and a space, the
figure-number field, and an optional separator and a space after it.
To ensure the picture and its caption stay together on the page, create a new
paragraph style, for example Figure: if the picture is going above the caption,
define the text flow of the Figure paragraph style as Keep with next paragraph
and the next style as Caption. Conversely, if the caption is going above, define the
Caption paragraph style as Keep with next paragraph and the next style as
Figure.
Use a table
Create a one-column, two-row table. Place the picture in one row and type the caption in the other
row—or use two or more rows for the caption and other text. This method can be especially useful
for pictures with numbered legends, such as Figure 277 in this chapter.
Chapter 8 Working with Images 273

Creating an image map
An image map defines areas of an image (called hotspots) with hyperlinks to web addresses, other
files on the computer, or parts of the same document. Hotspots are the graphic equivalent of text
hyperlinks (described in Chapter 12). Clicking on a hotspot causes LibreOffice to open the linked
page in the appropriate program (for example, the default browser for an HTML page; LibreOffice
Calc for a ODS file; a PDF viewer for a PDF file). You can create hotspots of various shapes and
include several hotspots in the same image.
Figure 286: The dialog to create or edit an image map
To use the image map editor:
1) In your LibreOffice document, select the image where you want to define the hotspots.
2) Choose Edit > ImageMap from the Menu bar. The ImageMap Editor (Figure 286) opens.
3) Use the tools and fields in the dialog (described on the next page) to define the hotspots
and links necessary.
4) Click the Apply icon ( ) to apply the settings.
5) When done, click the Save icon ( ) to save the image map to a file, then click the X in
the upper right corner to close the dialog.
The main part of the dialog shows the image on which the hotspots are defined. A hotspot is
identified by a line indicating its shape.
The toolbar at the top of the dialog contains the following tools:
•Apply button: click this button to apply the changes.
•Open, Save, and Select icons.
•Tools for drawing a hotspot shape: these tools work in exactly the same way as the
corresponding tools in the Drawing toolbar.
274 LibreOffice 4.2 Writer Guide

•Edit, Move, Insert, Delete Points: advanced editing tools to manipulate the shape of a
polygon hotspot. Select the Edit Points tool to activate the other tools.
•Active icon: toggles the status of a selected hotspot between active and inactive.
•Macro: associates a macro with the hotspot instead of just associating a hyperlink.
•Properties: sets the hyperlink properties and adds the Name attribute to the hyperlink.
Below the toolbar, specify for the selected hotspot:
•Address: the address pointed by the hyperlink. You can also point to an anchor in a
document; to do this, write the address in this format:
file:///<path>/document_name#anchor_name
•Text: type the text that you want to be displayed when the mouse pointer is moved over the
hotspot.
•Frame: where the target of the hyperlink will open: pick among _blank (opens in a new
browser window), _self (opens in the active browser window), _top or _parent.
Tip
The value _self for the target frame will work just fine in the vast majority of
occasions. It is therefore not recommended to use the other choices unless
absolutely necessary.
Note
In a default installation, only the My themes theme is customizable, although new
themes can be added as explained in “Adding a new theme to the Gallery” on page
276. The locked themes are easily recognizable by right-clicking on them; the only
available option in the context menu is Properties. In some installations, or when
you are running LibreOffice as an Administrator, all themes are customizable.
You may wish to add to the Gallery any images that you use frequently, for example, a company
logo. You can then very easily insert these images into a document later.
Method 1 (selecting a file)
1) Open the Gallery and select the theme where you want to add images. (You can also
create a new theme for your images; see page 276.)
2) Right-click on the desired theme and select Properties in the context menu. This displays
a dialog, into which the files from which the selection will be made, are added.
Figure 287: Properties of My Theme in the Gallery
Chapter 8 Working with Images 275

Either:
a) On the Files page, click the Find Files button. The Select path dialog (not shown)
opens which allows you to navigate to the folder containing the files of interest.
b) You can enter the path for the folder’s directory in the Path text box, or you can
navigate to locate the folder’s directory.
c) Click the Select button to start the search. Subfolders are included in the search. A list
of graphic files is then displayed in the Properties window. You can use the File type
filter to limit the files displayed.
d) To add all of the files shown in the list, click Add All. Otherwise, select the files to add
and then click Add. (Hold down either the Shift key or the Control key when you click
on multiple files.)
Or, to add a single file:
a) Click the Add button to open the Gallery dialog.
b) Use the navigation controls to locate the image to add to the theme. Select it and then
click Open to add it to the theme.
c) Click the OK button of the Properties dialog to close it.
Note You may need to import some images or create your own on your computer if the
existing files are insufficient for your needs.
Method 2 (drag and drop)
You can drag and drop an image into the Gallery from a document.
1) Open the document containing an image you want to add to the Gallery, and display the
Gallery theme to which you want to add it.
2) Position the mouse pointer above the image, without clicking.
3) If the mouse pointer changes to a hand symbol, the image refers to a hyperlink. In this
case, press the Alt key while you click the image, to select it without activating the link. If
the mouse pointer does not change to a hand symbol, you can simply click the image to
select it.
4) Once the image is selected, evident from the colored selection handles around it, release
the mouse button. Click again on the image, keeping the mouse button pressed for more
than two seconds before moving the mouse. Without releasing the mouse button, drag the
image into the Gallery.
5) Release the mouse button.
Deleting images from the Gallery
To delete an image from a theme:
1) Right-click on the name of the image file or its thumbnail in the Gallery.
2) Click Delete on the context menu. A message appears, asking if you want to delete this
object. Click Yes.
Note Deleting the name of a file from the list in the Gallery does not delete the file from
the hard disk or other location. This includes the dragdrop folder in the Gallery.
Adding a new theme to the Gallery
To add a new theme to the Gallery:
1) Click the New Theme button above the list of themes (see Figure 287).
276 LibreOffice 4.2 Writer Guide

2) In the Properties of New Theme dialog, click the General tab and type a name for the new
theme.
3) Click the Files tab and add images to the theme, as described earlier.
Deleting a theme from the Gallery
To delete a theme from the Gallery:
1) Go to Tools > Gallery.
2) Select from the list of themes the theme you wish to delete.
3) Right-click on the theme, then click Delete on the context menu.
Location of the Gallery and the objects in it
Images and other objects shown in the Gallery can be located anywhere on your computer’s hard
disk, on a network drive, or on a CD-ROM. Listings in the Gallery refer to the location of each
object. When you add images to the Gallery using method 1, the files are not moved or copied;
only the location of each new object is added as a reference. When files are added using drag and
drop, they are copied into a folder (dragdrop) in the Gallery, and allocated a file name.
Figure 288 shows in Detailed View, two files in the My Theme in the Gallery, one is contained in
the dragdrop folder, and the other is a reference path to its actual location.
Figure 288: Theme showing files inserted with drag-and-drop and by reference
In a workgroup situation, you may have access to a shared Gallery (where you cannot change the
contents unless authorized to do so) and a user Gallery, where you can add, change, or delete
objects.
The location of the user Gallery is specified in Tools > Options > LibreOffice > Paths. You can
change this location, and you can copy your gallery files (SDV) to other computers.
Gallery contents provided with LibreOffice are stored in a different location. You cannot change this
location.
LibreLogo scripting
LibreLogo is an embedded vector graphics language that provides a simple, native, Logo-like
programming environment with turtle vector graphics for the teaching of computing (programming
and word processing), desktop publishing (DTP), and graphic design.
Logo toolbar
Display the Logo toolbar by selecting View > Toolbars > Logo from the Menu bar.
Chapter 8 Working with Images 277

The undocked Logo toolbar
1Forward (10 pt) 6Stop
2Back (10 pt) 7Home
3Left (15 degrees) 8Clear screen
4Right (15 degrees) 9Logo command line (press Enter for execution)
5Start Logo program (text or selected text of
document)
10 Uppercase commands, also translate them to the
language of the document
To start using the program, open a new blank document and click the Start button (5) on the
toolbar. This sets the turtle, Figure 289, to the center of the page. You may find it useful to adjust
the page zoom level so you can view the whole page.
Figure 289: The graphical turtle
The turtle has three attributes:
1) A location
2) An orientation
3) A pen, itself having attributes such as color, width, and up and down.
The turtle moves with commands that are relative to its own position, such as "move forward 10
spaces" and "turn left 90 degrees". The pen carried by the turtle can also be controlled, by enabling
it, setting its color, or setting its width.
The basics
Click on the buttons 1 – 4 to see the effects of these controls on the turtle. Click the Home button
(7) to return the turtle to its default settings and position in the center of the page. The Clear
screen button (8) deletes all drawings from the page.
The command text input box allows you to enter command strings before pressing the Enter key so
that a sequence of commands can be executed at the same time.
For example, entering the sequence circle 10cm fillcolor 'blue' pencolor 'red'
pensize 2 circle 5cm forward 200 right 89 circle 50 into the command line and
then pressing Enter results in the following graphic:
Note that the graphic is anchored To Page, and that the turtle attributes follow the setting for the
line, in this instance fillcolor 'blue'; pencolor 'red'; linesize 2.
You can also write your program on the page instead of entering it into the command line, allowing
a larger and more complex set of instructions to be built. In this case, clicking the Start Logo
program button runs the script on the page. The text can be deleted from the page after completing
the program to just leave the graphic.
278 LibreOffice 4.2 Writer Guide

Figure 290: Sample graphic from command line
The distance units are typographic points unless expressly defined as standard units such as inch
or centimeters (72 pt = 1 in = 2.54 cm).
See the Help for comprehensive information about LibreLogo.
LibreLogo examples can be found on http://extensions.libreoffice.org/extension-center/librelogo
Chapter 8 Working with Images 279


Chapter 9
Working with Tables

Introduction
Tables are a useful way to organize and present large amounts of information, for example:
•Technical, financial, or statistical reports.
•Product catalogs showing descriptions, prices, characteristics, and photographs of
products.
•Bills or invoices.
•Lists of names with address, age, profession, and other information.
Tables can often be used as an alternative to spreadsheets to organize materials. A well-designed
table can help readers understand better what you are saying. While you would normally use
tables for text or numbers, you could put other objects, such as pictures, in cells.
Tables can also be used as a page-layout tool to position text in areas of a document instead of
using several Tab characters. For example, the descriptions under Figure 303 were created in a
table with invisible borders. Another, perhaps better, example would be in headers and footers to
support independent positioning of different elements, such as page number, document title etc.
This use of tables is described in Chapter 4, Formatting Pages.
Creating a table
Before you insert a table into a document, it helps to have an idea of the visual result you want to
obtain as well as an estimate of the number of rows and columns required. Every parameter can
be changed at a later stage; however, thinking ahead can save a large amount of time as changes
to fully formatted tables often require a significant effort.
Inserting a new table
To insert a new table, position the cursor where you want the table to appear, then use any of the
following methods to open the Insert Table dialog (Figure 291):
•From the Menu bar, choose Insert > Table.
•From the Menu bar, choose Table > Insert > Table.
•Press Ctrl+F12.
•On the Standard toolbar, click the left side of the split Table button
Tip
To directly insert a table with the default properties, click on the arrow button next to
the Table icon on the Standard toolbar. A graphic appears where you can choose the
size of the table (up to fifteen rows and up to ten columns). To create the table, click
on the cell that you want to be on the last row of the last column. Holding down the
mouse button over the Table icon will also display the graphic.
In the Insert Table dialog, you can specify the properties for the new table.
General settings: In the Name box, you can enter a different name from the LibreOffice-generated
default for the table. This might come in handy when using the Navigator to quickly jump to a table.
In the Columns and Rows boxes, specify the number of columns and rows for the new table. You
can change the size of the table later, if necessary.
282 LibreOffice 4.2 Writer Guide

Figure 291: Inserting a new table using the Insert Table dialog
Under Options, set up the initial table characteristics. Selecting the options in this section of the
dialog produces the following results:
•Heading — Selecting this enables a heading to be used in the table and enables further
options for the heading. Defines the number of rows in the table to be used as headings.
The default Table Heading paragraph style is applied to the heading rows. You can edit the
Table Heading paragraph style in the Styles and Formatting window to change these
default settings (centered, bold, and italic text). When splitting a table into two tables, the
Heading rows can be copied into the second table.
Repeat Heading Rows on new pages — Selection enables the heading rows of the table
to be repeated at the top of subsequent pages if the table spans more than one page.
Heading Rows —Specifies the number of rows to be used for the heading. Default is 1.
•Don’t split table over pages — Prevents the table from spanning more than one page.
This can be useful if the table starts near the end of a page, and would look better if it were
completely located on the following page. If the table becomes longer than would fit on one
page, you will need to either deselect this option or manually split the table.
•Border — Surrounds each cell of the table with a border. This border can be modified or
deleted later.
The AutoFormat button opens a dialog from which you can select one of the many predefined
table layouts. See “Automatic formatting of tables” on page 300 for more information. Click OK
after selecting your table layout.
After making your choices, click Insert. Writer creates a table as wide as the text area (from the left
page margin to the right page margin), with all columns the same width and all rows the same
height. You can adjust the columns and rows later to suit your needs.
Creating nested tables
You can create tables within tables, nested to a depth only limited by imagination and practicality.
Figure 292 demonstrates a simple, two-level example. The shaded table is inside a cell of the
larger table. To achieve this, simply click in a cell of an existing table and use any of the methods
mentioned in “Inserting a new table” above.
Chapter 9 Working with Tables 283

Figure 292: Nested table example
Using AutoCorrect to create a table
You can also create a table by typing a series of hyphens (-) or tabs separated by plus signs. Use
the plus signs to indicate column dividers, while hyphens and tabs are used to indicate the width of
a column. When using tabs, the default tab setting determines the width; this setting can be
changed in Tools > Options > LibreOffice Writer > General.
For example, this character sequence:
+-----------------+---------------+------+
creates a table like this:
Note This function can be disabled or enabled in Tools > AutoCorrect Options. On the
Options tab, deselect or select Create table.
Create a table from formatted text
You can create a table from plain text by using the Table > Convert > Text to Table menu item.
The text to be converted must contain characters to indicate column separators. Paragraph marks
indicate an end of a table row.
To convert text to a table, start by editing the text to ensure the column separator character is in
place where you want it. Select the text you want to convert and choose Table > Convert > Text
to Table to open the dialog shown in Figure 293.
Figure 293: Dialog for the text to table conversion
284 LibreOffice 4.2 Writer Guide

The Separate text at part of the dialog has four options for the separator for the columns of text.
Select Other to choose the default comma (useful if you are importing a CSV file) or type any
character in the box. The other options in this dialog are the same as those in the dialog used to
insert a table shown in Figure 291.
Click OK when all your choices have been made.
Example
In this example we will convert the following text into a table.
Row 1 Column 1; Row 1 Column 2; Row 1 Column 3
Row 2 Column 1; Row 2 Column 2; Row 2 Column 3
Choose Table > Convert > Text to Table
In this case, the separator between elements is a semicolon. By selecting the text and applying the
conversion, we obtain the following result.
Row 1 Column 1 Row 1 Column 2 Row 1 Column 3
Row 2 Column 1 Row 2 Column 2 Row 2 Column 3
Note that, unlike when creating a table with other mechanisms, the conversion from text to table
preserves the paragraph style and character style applied to the original text.
You can also use the Convert menu to perform the opposite operation; that is, to transform a table
into plain text. This may be useful when you want to export the table contents into a different
program.
To transform a table into text, place the cursor anywhere in the table, choose Table > Convert >
Table to Text in the Menu bar, pick the preferred row separator, and click OK to finish.
Formatting the table layout
Formatting a table is, generally speaking, a two-step process: formatting of the table layout (the
subject of this section) and formatting of the table text (the subject of the next section).
Formatting the layout normally involves one or more of the following operations: adjusting the size
of the table and its position on the page, adjusting sizes of rows and columns, adding or removing
rows or columns, merging and splitting individual cells, changing borders and background.
Default parameters
If you create a table using the Insert Table dialog or the Table button on the Standard toolbar, the
following defaults are set:
•The cells use the Table Contents paragraph style, which, in the default template, is identical
to the Default Style paragraph style.
•The default table occupies all the space from margin to margin (text area).
•The default table has thin black borders around each cell (grid).
Additionally, if you activate the Heading option, the cells in the heading row (or rows) use the
Table Heading paragraph style. In the default template, the text is centered and set with a bold
font.
Chapter 9 Working with Tables 285

Resizing and positioning the table
Using the default settings, any newly created table will occupy the entire width of the text area.
This is sometimes what you want, or you may prefer a smaller table. To quickly resize a table, first
move the mouse to either the left or right edge. When the cursor changes shape into a double
arrow, drag the border to the new position. This operation only changes the size of the first or last
column; it does not change the alignment of the table on the page.
If you need more precise control over the size and position of the table on the page, open the Table
Format dialog by choosing Table > Table Properties or by right-clicking anywhere in the table and
choosing Table from the context menu. Select the Table page of the dialog.
Figure 294: The Table page of the Table Format dialog
On this page you can set the alignment of the table, choosing among the following options:
•Automatic: the default setting for a table, fills the width of the text area.
•Left: aligns the table with the left margin.
•Right: aligns the table with the right margin.
•From Left: lets you specify under Spacing exactly how far from the left margin the table is
placed.
•Center: aligns the table in the middle between the left and right margins. If the table width
is greater than the margin, the table will extend outside of the margins.
•Manual: lets you specify the distances from both left and right margins under Spacing.
Selecting an alignment option other than Automatic activates the Width field in the Properties
section, where you can enter the desired size of the table. Select Relative to see the width as
percentage of the text area.
In the Spacing section, use the Above and Below boxes to modify the separation between the text
and the table. When the size of the table is less than the size of the text area, LibreOffice will insert
some values in the Left and Right boxes. You can enter values in both the Left and Right boxes if
you select Manual alignment. You can enter values in the Left box when you select the From Left,
Right or Center alignment. You can enter values in the Right box if you select Left alignment.
Otherwise these values are not available. Note that the sum of the table width, and the values in
the Left and Right boxes, should not be greater than the width of the text area.
286 LibreOffice 4.2 Writer Guide

Resizing rows and columns
You can adjust the height of rows and the width of columns in a table in several ways.
•Move the mouse next to the edge of the cell and when a double-headed arrow appears,
click and hold the left mouse button, drag the border to the desired position, and release
the mouse button.
•On the horizontal ruler, column dividers are marked by a pair of thin gray lines; the vertical
ruler indicates row dividers in the same way. You can resize a row or column by holding the
mouse button down on the appropriate divider and dragging it to the desired location.
•Use the keyboard as described below.
Selecting Table > Autofit from the Menu bar also offers some resizing options:
•Select Column Width or Row Height to enter a dimension into the size box for each
selectable column or row of the table.
•The Optimal Column Width or Optimal Row Height options make the selected columns
or rows as narrow as possible while still fitting their contents. This option is only available if
the table is selected and has content.
•Distribute Columns/Rows Evenly to quickly bring them back to all being the same width
or height. This option is only available if the table is selected.
For greater control over the width of each column, use the Columns page of the Table Format
dialog.
Figure 295: Table Format dialog: Columns page
Right-click on the table and choose Table from the context menu or choose Table > Table
Properties from the Menu bar. On the Table Format dialog, select the Columns tab.
•Adapt table width: If a table already stretches to the page margins, it cannot stretch any
wider and the Adapt table width option can only be used to reduce the column width. If the
table is narrower, increasing the width of a column will increase the width of the whole
table. This option is not available if Automatic has been selected in the Alignment area of
the Table page.
If the table width already extends past the margins, with the Adapt table width option
checked, attempting to change a column width will automatically decrease that column’s
size so that the table will now shrink to the page margins while keeping the size of any
other column intact.
•Adjust columns proportionally results in all columns changing their widths by the same
percentage when one is changed. For example, if you reduce by half the size of a column,
the sizes of all the other columns will be halved. This option is not available if Automatic
has been selected in the Alignment area of the Table page.
Chapter 9 Working with Tables 287

•Remaining space shows how much further the table can expand before hitting the limit of
the margins. This value cannot be edited and will not be negative in the event that the table
width is already larger than the space between the left and right margins.
•Under Column width, each individual column can be adjusted. If you have more than six
columns, use the arrows at the right and left to view them all. With no options selected, the
column to the right of the one being adjusted will automatically adjust to keep the table
width constant. Adjusting the most right hand column causes the first column to adjust.
Rather than start from the Table Format dialog, it is often more efficient to make rough adjustments
to a new table using the mouse, and then fine tune the layout using the Columns page in
conjunction with the Table page of the Table Format dialog.
It is also possible to resize a table using only the keyboard. This is sometimes easier than using
the mouse.
1) Place the cursor in the cell where you want to make changes.
2) Press and hold the Alt key while using the arrow keys.
a) The left and right arrow keys adjust the column width by moving the border on the
right edge of the cell, but not past the margin.
b) The up and down arrows adjust the row height (when possible) by moving the border
on the lower edge of the cell.
3) Press and hold the Shift+Alt key while using the left/right arrow keys.
Adjusts the column width by moving the border on the left edge of the cell, but not past the
margin.
To adjust the resizing parameters and behavior for keyboard handling, choose Tools > Options >
LibreOffice Writer > Table.
Use the Row and Column values in the Move cells section to determine the amount of change
produced by a single keystroke while resizing. In the Behavior of rows/columns section you can
choose one of the following three strategies when resizing:
•Fixed: select this if you want the resizing to affect only the adjacent cell and not the entire
table. The width of the table does not change when resizing its cells.
•Fixed, proportional: when resizing a cell with this option selected, all the other cells are
also resized proportionally, but in the opposite direction so as to maintain the width of the
table.
•Variable: this is the default option. Resizing a cell affects the table size. For example, when
you widen a cell, the width of the table increases.
Resizing individual cells
Place the cursor in the cell you wish to change.
1) Press and hold the Ctrl+Alt key while using the left/right arrow keys.
Re-sizes the current cell on its right edge, but not past the margin.
2) Press and hold the Ctrl+Shift+Alt key while using the left/right arrow keys.
Re-sizes the current cell on its left edge, but not past the margin.
Inserting rows and columns
To insert any number of rows or columns:
1) Place the cursor in the row or column where you want to add new rows or columns and
right-click.
288 LibreOffice 4.2 Writer Guide

2) In the context menu, choose Row > Insert or Column > Insert. This will display a dialog
where you can select the number of rows or columns to add, and whether they appear
before or after the one selected.
3) Set Amount to the number of rows or columns to insert, and Position to Before or After.
4) Click OK to close the dialog.
The Table > Insert > Row and Table > Insert > Column choices from the Menu bar provide the
same options.
Note
Clicking on the Insert Row icon on the Table toolbar inserts one row below the
selected one. Clicking on the Insert Column icon on the Table toolbar inserts a
column after (to the right of) the selected one.
Regardless of how they are inserted, new rows or columns have the same formatting
as the row or column where the cursor was when the insert command was issued.
You can also quickly insert a row or a column using the keyboard:
1) Place the cursor in the row or column next to the row or column you want to insert.
2) Press Alt+Insert to activate keyboard handling.
3) Use the arrow keys as desired to add a row or column:
Left to insert a new column to the left of the cell where the cursor is located.
Right to insert a new column to the right of the cell where the cursor is.
Down to insert a new row below the cell where the cursor is.
Up to insert a new row above the cell where the cursor is.
The above keyboard technique can also be used to delete rows or columns by replacing the
Alt+Insert keystroke combination in Step 2 with Alt+Delete.
Merging and splitting cells
To merge a cell or group of cells into one cell:
1) Select the cells to merge.
2) Right-click and choose Cell > Merge in the context menu, or choose Table > Merge Cells
from the Menu bar. Any content of the cells appears in the merged cell.
To merge a single cell into an adjacent cell, you can also place the cursor in the cell
(origin), press Alt+Delete, release, then hold down Ctrl, and then press the left or the right
arrow key. Any contents in the origin cell are lost.
To split a cell into multiple cells:
1) Position the cursor inside the cell.
2) Right-click and choose Cell > Split in the context menu, or choose Table > Split Cells
from the Menu bar.
3) Select how to split the cell. A cell can be split either horizontally (create more rows) or
vertically (create more columns), and you can specify the total number of cells to create.
To split a single cell, you can also place the cursor in an adjacent cell, press Alt+Ins,
release, then hold down Ctrl, and then press the left or the right arrow key to split the cell to
the left/right.
It is generally a good rule to merge and split cells after completing other layout formatting. This is
because some operations such as deleting a column or a row may produce a result difficult to
predict when applied to a table with merged or split cells.
Chapter 9 Working with Tables 289

Specifying table borders
On the Table Format dialog, select the Borders tab. Here you can set borders for a whole table or
groups of cells within a table. In addition, a shadow can be set for the whole table.
Borders have three components: where they go, what they look like, and how much space is left
around them.
•Line arrangement specifies where the borders go. If a group of cells is selected, the border
will be applied only to those cells. You can specify individually the style of the border for the
outside edges of the selected cells as well as for the cell divisions. Writer provides five
default arrangements but you can just as easily click on the line you want to customize in
the User-defined area to get exactly what you want. When multiple cells are selected, the
User-defined area allows you to select the edges of the selection as well as the cell
dividers. By clicking at the intersection of the lines, you can modify multiple borders
simultaneously. For example, in Figure 296 the right edge and horizontal separators are
modified with a single operation.
Figure 296: Table Format dialog: Borders page
Note
When the selected cells have different styles of border the User-defined area shows
the border as a gray line. You can click on the gray line to choose a new border style
(first click), leave the border as it is (second click) or delete the border (third click).
•Line specifies what the border looks like: the style, width, and color. There are a number of
different styles and colors to choose from. Style, Width, and Color selections apply to those
borders highlighted by a pair of black arrows in the User-defined map on the left-hand side
of the dialog.
290 LibreOffice 4.2 Writer Guide

•Spacing to contents specifies how much space to leave between the border and the cell
contents. Spaces can be specified to the left, right, above, and below. Check Synchronize
to have the same spacing for all four sides. This spacing is like a padding and it is not
factored in when calculating the text measurements.
•Shadow style properties always apply to the whole table. A shadow has three components:
where it is, how far from the table it is cast, and what color it is.
•If Merge adjacent line styles is checked, two cells sharing a common border will have
their borders merged, rather than being side by side.
Tip
To reset everything if you are having problems with borders, right-click in the table
and choose Table or choose Table > Table Properties from the Menu bar. On the
Borders tab, select the Set No Borders icon under Line arrangement: Default (the
box on the left).
Selecting background colors and graphics
A table background can greatly improve the readability of the data, visually highlight important
parts of the table (such as the heading or a specific cell), or just make the table more appealing.
You can choose between two types of background when formatting the table: solid color or
graphic. The background can be applied to the whole table, to a single cell, or to a row. The
background selected for a cell will be in front of the row background which in turn will hide the table
background.
The row background option is quite handy when you want to create alternate color rows or assign
a different background to the heading of the table. The tables in this guide adopt this technique.
To set the background for a cell, row, or table:
1) Place the cursor anywhere inside the cell, row or table you want to work with. If you want to
apply a background to a group of cells, select the group.
2) Right-click and choose Table from the context menu, or choose Table > Table Properties
from the Menu bar.
3) In the Table Format dialog, select the Background tab (see Figure 297).
4) In the For section, chose whether to apply the settings to cell, row, or table.
•If you choose Cell, changes apply only to the selected cells, or the cell where the cursor
currently resides. Even when selecting a group of cells, the background settings are
applied to each cell individually.
•If you choose Row, changes affect the entire row where the cursor resides.
•If you choose Table, changes will set the background for the entire table, regardless of
the cursor position or selected cells.
5) In the As selection box, choose whether the background is a color or a graphic.
To apply a color, select the color and click OK. Remember that you can add custom colors
by choosing Tools > Options > LibreOffice > Colors.
To apply a graphic:
a) First select the graphic from your computer’s file system with the Browse button.
(Writer supports a large number of graphics formats.)
Chapter 9 Working with Tables 291

Figure 297: Table Format dialog: inserting a graphic background
b) You can use the Link option to link the graphic file. If it is linked, changes to the
graphic (for example, if you edit it in a different software package) are reflected in your
document. However, you also need to keep the linked graphic file with the document
file. If, for example, you email the document without the graphic file, the graphic will no
longer be visible.
c) Under Type, select the type of placement for the graphic.
•If you choose Position, you can select in the position map where the graphic will
be displayed in the selected area.
•If you choose Area, the graphic is stretched to fill the whole area.
•If you choose Tile, the graphic is tiled (repeated horizontally and vertically) to fill
the area.
d) If the Preview option is checked, the graphic displays in the pane on the right.
e) To apply the graphic, click OK.
Figure 298 shows an example of a table set with a background image, and the first row
background colored. As you can see, the row background covers the table background.
Figure 298: Example of table with different row and table backgrounds
292 LibreOffice 4.2 Writer Guide

Displaying or hiding table boundaries
A table boundary is a set of pale (usually gray) lines around the cells when viewed on-screen in
LibreOffice with no borders enabled. These boundaries are not printed; their only function is to help
you see where the table cells are.
To display the table the same way on the screen as on the printed page, with no boundary lines,
right-click on the table and choose Table Boundaries from the context menu. Repeat this to have
the boundaries appear again.
Note Turning boundaries off does not hide any borders that the table may have.
Tip
You can also turn table boundaries on and off through Tools > Options >
LibreOffice > Appearance. On that page, you can display or hide boundaries
around text, pages headers and footers, figures, and other parts of a document.
Formatting the table text
Once the table layout is satisfactory, you can move on to formatting the text in the individual cells.
You can apply manual formatting as with any other paragraph in the text, but it is highly
recommended, for the sake of consistency and ease of maintenance, that you define your own
paragraph and character styles.
Besides the paragraph and character styles, there are other aspects to consider when placing text
in a table cell, such as text flow, alignment and orientation.
You can format each cell independently of other cells, or you can simultaneously format a group of
cells by selecting them before applying the desired formatting.
Specifying text flow
On the Text Flow page of the Table Format dialog (Figure 299), you can:
•Insert a page or column break either before or after the table. Use the Text Flow: Break
option, combined with the Page or Column and the Before or After buttons.
If you insert a page break before the table (that is, start the table on a new page), you can
also change the page style that will go with it by checking the With Page Style box and
selecting a new page style. As with any page break, you can also reset the page numbers
using the Page number box.
•Keep a table on one page by deselecting the Allow table to split across pages and
columns option. If this item is deselected, the next item is not active.
•Keep each row on one page by deselecting the Allow row to break across pages and
columns option.
•Use the Keep with next paragraph option to keep the table and an immediately following
paragraph together if you insert a page break.
•Use the Repeat heading option, and its associated numbers box, to select the number of
table heading rows that will be repeated on each page. A complicated table may need two
or three heading rows to be easily read and understood.
•Use the Text orientation list to select the direction for the text in the cells. Select either
Horizontal, Vertical, or Use superordinate object settings.
Chapter 9 Working with Tables 293

Note The term Use superordinate object settings means “use the default text flow
settings for the page”.
Figure 299: Table Format dialog: Text Flow page
•Select the vertical alignment of the text in the table or the selected cells; the choices are to
align with the top of the cell, the center of the cell, or the bottom of the cell. This alignment
is in addition to the Left-Right alignment options available on the Table page of the Table
Format dialog.
Note
A table heading row can not span two pages, but any other row can. A one-row table
(often used for page layout purposes), if set up with the default of including a
heading, will not break across pages. The cure is to make sure the table is defined
without a heading row.
Vertical alignment
By default, text entered into a table is aligned to the top-left of the cell. You can change the default
for the entire table, as described above, or for individually selected cells.
To vertically align the text in specific cells:
•Place the cursor in the cell you wish to change, or click and drag to select multiple cells.
•Right-click in the selected area and choose Cell > Center, Top, or Bottom from the
context menu to vertically align the text as desired.
Number formats
The number format can be set for a whole table or group of cells. For example, cells can be set to
display in a particular currency, to four decimal places, or in a particular date format.
The Number recognition option can be enabled under Tools > Options > LibreOffice Writer >
Table within the Input in Tables section.
294 LibreOffice 4.2 Writer Guide

Number recognition specifies that numbers in a text table are recognized and formatted as
numbers. If Number recognition is not selected, numbers are saved in text format and are
automatically left-aligned.
If Number format recognition is not selected, only input in the format that has been set for the
cell is accepted. Any other input resets the format to Text.
Select the cells to format, then right-click and choose Number Format from the context menu. The
Number Format dialog opens for you to set options for various categories of numerical data.
•In the Category list, select the category you want, such as currency, date, or text.
•In the Format list, choose a format for the category you just selected.
•For some categories, such as date, you may wish to change the language using the
Language list, while for other numerical categories you can use the Options section of the
dialog to customize the appearance.
Tip
You will notice that LibreOffice displays the formatting code for the category and
format selected in Format Code section at the bottom of the dialog. For example, if
you select a date format such as 31 Dec 1999 the corresponding code is D MMM
YYYY. Advanced users can easily customize this formatting code as well as create
new user-defined codes.
Alignment specifies that numbers are always bottom right aligned in the cell. If this field is not
selected numbers are always top left aligned in the cell.
Note
Direct formatting is not influenced by the Alignment field. If you center align the cell
content directly, it remains centered irrespective of whether text or numbers are
involved.
Rotating text in a table cell
You can rotate text in a table cell by 90 or 270 degrees. Text rotation is useful when you have long
headings for narrow columns.
•Select the text to be rotated and then choose Format > Character, or right-click and select
Character from the context menu.
•On the Position page, in the Rotation / scaling section, choose the rotation angle and click
OK.
Figure 300 shows a sample table with rotated headings.
Figure 300: A table with rotated headings
Chapter 9 Working with Tables 295

Note Text rotation within table cells can also be achieved with the use of paragraph styles,
discussed in greater detail in Chapter 7, Working with Styles.
Data entry and manipulation in tables
Moving between cells
Within a table, you can use the mouse, the cursor keys, or the Tab key to move between cells.
The cursor keys move the cursor one text character left or right at a time. With an empty cell,
pressing the cursor key will move the cursor to the adjacent cell.
The Tab key moves directly to the next cell and, if the cursor is in the last cell in the table, creates a
new row. Pressing Shift+Tab moves the cursor back a cell.
Tip To enter a Tab character as part of the text of the cell, press the Ctrl and Tab keys at
the same time.
To move to the beginning of the table, press Ctrl+Home. If the active cell is empty, the move is to
the beginning of the table. If the cell has content, the first press goes to the beginning of the cell
and the next press goes to the beginning of the table (pressing again takes you to the beginning of
the document).
To move to the end of the table, press Ctrl+End. If the active cell is empty, the move is to the end of
the table. If the cell has content, the first press goes to the end of the cell and the next press goes
to the end of the table (pressing again takes you to the end of the document).
Sorting data in a table
Just as in a spreadsheet, Writer allows data in a table to be sorted. Up to three levels of sorting
can be specified (for example, sort first by age numerically, then alphabetically by name within
each age).
To sort data in a table:
1) Select the table (or part of the table) to be sorted.
2) From the Menu bar, choose Table > Sort, or select the Sort icon from the Table toolbar.
3) In the Sort dialog:
a) Decide whether you want to sort in the direction of rows or columns. The default sorting
direction is by rows, which results in sorting the data in a column.
b) Select up to three keys to sort on, in the correct order.
c) For each key, select which column or row to sort on, whether the sort is Numeric or
Alphanumeric and whether it is Ascending or Descending.
d) Click OK to perform the sort.
Note
You have to select all cells that might be affected by the sorting. For example, if you
select only the cells of one column, the sort affects that column only, while the others
remain unchanged. In such a case, you risk mixing the data of the rows.
296 LibreOffice 4.2 Writer Guide

Using spreadsheet functions in a table
In a table in a Writer document, you can use some of the mathematical functions that are normally
implemented by LibreOffice Calc. For many simple functions, Writer tables can be used as basic
spreadsheets.
Just as in a spreadsheet, each table cell is identified by a letter (for the column) and a number (for
the row). For example, cell C4 is the cell in the third column from the left and fourth row from the
top. When the cursor is in a cell, the table name and this cell reference is displayed on the status
bar.
Tip
Basic spreadsheet functions in tables are much the same as in LibreOffice Calc. The
main difference is that cell references are formatted differently. Cell A2 (first column,
second row) is referred to in Calc as A2 (or $A$2 for an absolute reference). In Writer
tables, it is referred to as <A2>.
For example, suppose you had two numbers in cells <B1> and <C2> and wanted to display the
sum of the two in cell <A1>, as shown in Figure 301.
Do the following:
1) Click in cell <A1> and press the = key, or choose Table > Formula from the Menu bar, or
press F2. The Formula bar appears automatically, near the top of the screen. In the
leftmost side of the bar, you can see the coordinates of the selected cell.
2) Click in cell <B1>. The identifiers of this cell are automatically displayed in the Formula bar
and inserted into cell <A1>.
Figure 301: Using spreadsheet functions in a table
3) Press the + key.
4) Click on cell <C2>. You can see the final formula = <B1>+<C2> displayed both in the
selected cell and in the Object bar.
5) Press the Enter key, or click the green tick (check mark) on the Formula Bar, to replace the
formula in the cell with the result of the calculation.
Tip To display a cell's formula and make it available for editing, choose Table > Formula
from the Menu bar, or press F2.
Tip
To display the list of the mathematical functions that you can use in a table:
1) Display the Formula toolbar by pressing F2 or by selecting a blank cell and
pressing the = key.
2) Click the Formula f(x) icon.
Chapter 9 Working with Tables 297

In our example, this gives the result 9 in the top left cell. For summing contiguous cells, you can
simply select the cells in the row, column, or the rectangle of rows and columns. Thus, for example,
to add a column of numbers, do this:
1) Type an equals sign = in an empty cell.
2) Select the cells to be added together—in this case the cells from A2 to A5. The formula
should be something like =<A2:A5>.
3) Press the Enter key or click the green tick (check mark) on the Formula Bar.
4) The result appears in the cell you have selected.
When using a function, you can enter the cells manually or by selecting them. Thus, to add up the
four numbers that we added above (A2, A3, A4, A5), do this:
1) Type an equals sign = in an empty cell.
2) Type sum or select it from the function list f(x).
3) Select the contiguous cells to be added together. The formula should be something like
=sum<A2:A5>.
4) Press the Enter key or click the green tick (check mark) on the Formula Bar.
5) The answer appears in the cell you have selected.
Caution Unlike in Calc, when inserting or deleting rows or columns of the table, formulas are
not updated automatically. If you plan to use complex formulas you should consider
embedding a Calc spreadsheet in your Writer document.
Additional table operations
Protecting cells in a table
You can protect the contents of individual cells of a text table from changes.
Note This protection is not intended for secure protection. It is just a switch to protect the
cells against accidental changes.
To turn on cell protection:
Place the cursor in a cell or select cells. Right-click to open the context menu, then choose Cell
> Protect.
To tun off cell protection, do one of the following:
•Place the cursor in the cell or select the cells. First, if necessary, choose Tools > Options
> LibreOffice Writer > Formatting Aids and mark Cursor in protected areas > Enable.
Then right-click the cell to open the context menu and choose Cell > Unprotect.
•Select the table in the Navigator, open the context menu and select Table > Unprotect.
•Use Shift+Ctrl+T to remove protection for the entire current table or all selected tables.
Adding a caption
You can easily add a caption to any table. Writer will keep track of all your captioned tables,
automatically number them, and update any links to them.
To add a caption to a table:
1) Place the cursor in the table.
298 LibreOffice 4.2 Writer Guide

2) Right-click and choose Caption from the pop-up menu. Alternatively, the Insert > Caption
menu option becomes available whenever your cursor is inside a table cell.
3) Enter the text for your caption, your category selection, the numbering style, separator, and
position (above or below the table).
4) Click OK.
Note
Once the category, numbering style, and separator are established in the Caption
dialog, you can edit them in the document if you choose. However, doing so may
damage the automatic numbering and reference links. If you need to establish the
numbering and reference link for the caption, you can choose to leave your caption
blank in the Caption dialog and add it later.
Writer supplies five category labels for captions: <None>, Drawing, Table, Illustration, and Text.
You can also create your own category labels, formatting, and separators. For example, you might
want your tables to be labeled as Fantasia, formatted with roman numerals, and using a period
(‘.’) as a separator, as follows:
Fantasia I. Interesting data
Fantasia II. More interesting data
Fantasia III. Yet more interesting data
To accomplish this:
1) Open the Caption dialog following the instructions above.
2) In the Category field, select the text and type the word Fantasia.
3) In the Numbering drop-down list, select the Roman (I II III) option.
4) In the Separator field, select the text and type a period (.) followed by a space.
Note Writer will use exactly what you type into the Category and Separator fields, so be
sure to include any additional spaces or punctuation you want to see in your caption.
Additional options for numbering captions by chapter are available under the Options button in the
Captions dialog. Some of these settings which refer to the outline level will only have an effect if
you are using outline level paragraph styles on the chapter headings within your document. See
Chapter 7. Working With Styles, for information.
By adding chapter numbers to your captions, LibreOffice will restart the caption numbering for each
chapter it encounters. For example, if the last figure caption you create in chapter 1 is Figure 1.15,
and the next figure caption you create is in chapter 2, the numbering will start over at Figure 2.1.
Options available to chapter numbering for captions include the following:
•Use Level to specify the outline levels that triggers a restart of the numbering as well as
how many levels of outline numbering are shown before the table number. An example may
be useful. Suppose your document uses Heading 1 style for chapters and Heading 2 style
for sub-headings, and that this is how you set up your outline numbering. If you want all the
tables in a chapter (that is, between two Heading 1 paragraphs) to be numbered
sequentially independently of the sub-heading they are under, select 1 as Level. If instead
you want to restart the numbering at each sub-heading select level 2.
•Use the Separator field to establish the separator between the chapter number and figure
number.
•Use Character style to set a character style for the caption. This is useful if the separator
of your choice is not a symbol included in the default font type of your document or if you
want the caption to have a special color, size and so on.
Chapter 9 Working with Tables 299

•The Apply border and shadow option does not apply to table captions. LibreOffice
normally wraps the objects you can add a caption to in a frame, but not for tables.
•Use Caption order to specify whether you want the category or numbering to appear first
in the caption.
All of the features described above can also be set up to automatically apply to any new tables you
create in your document.
To automatically caption all your tables:
1) Place the cursor in a table.
2) Right-click and choose Caption > AutoCaption from the pop-up menu.
3) Select LibreOffice Writer Table and select the settings you want and click OK. This dialog
is covered in more detail in Chapter 2, Setting up Writer.
When AutoCaption is enabled for tables, any new tables will be captioned according to your
selections in the AutoCaption dialog; however, you will need to add the specific text for each
caption onto the table manually.
Cross-referencing a table
You can insert a cross-reference to a captioned table. Clicking on the cross-reference takes the
reader directly to the table.
1) Position the cursor where you want the cross reference.
2) Choose Insert > Cross-reference from the Menu bar.
3) Set the Type to Table (or whatever you chose as the category). A list of captioned tables will
be shown in the Selection panel; select the one you want to reference.
4) In the Format pane, choose how the cross reference will appear.
Page creates a reference of the page number that the caption appears on.
Chapter places a reference to the chapter number in which the caption appears. This will
only produce an empty space unless you have set up your chapter headings with outline
level paragraph styles.
Reference inserts the entire caption’s category, number and caption text as a reference.
Above/Below inserts “above” or “below” depending on whether the table appears above or
below the cross-reference.
As Page Style creates a reference to the page number that the caption appears on using
the page style format.
Category and Number creates a cross-reference with only the caption’s category and
number; for example, Table 1 for the first table.
Caption Text creates the reference using the caption text, leaving off the category and
number.
Numbering inserts only the number of the caption.
5) Click Insert to add the cross-reference and click Close to exit the dialog.
Automatic formatting of tables
Using AutoFormat, you can apply an elaborate format to your table with just a few clicks.
AutoFormat is somewhat similar to paragraph styles and will enable you to obtain consistent
looking tables across your document. You can also create your own table formats and save them
as another AutoFormat option.
To apply an AutoFormat, place the cursor anywhere in the table and choose Table > AutoFormat.
This opens the dialog shown in Figure 302.
300 LibreOffice 4.2 Writer Guide

Select from the list on the left the Format most suitable for your table and click OK to apply it. You
can rename the selected table format scheme as well as decide which parts of the predefined
formatting you want to apply to your table. You can selectively apply the number format, the font,
the alignment, the border, or the pattern.
Note You cannot rename or delete the Default format. Figure 302 shows that with Default
selected, the Rename and Delete buttons are not available.
Figure 302: The table AutoFormat dialog
To create your own AutoFormat, proceed as follows:
1) Create a table and manually format it as you wish, including borders, spacing of text from
the top and bottom borders, fonts to be used in the table heading and data cells, and
background colors.
2) Position the cursor anywhere in the table and then click Table > AutoFormat.
3) On the AutoFormat dialog, click Add and give the table format a name in the Add
AutoFormat dialog and click OK.
4) The newly named AutoFormat now appears as an available format. Click OK to close the
AutoFormat dialog.
Table AutoFormats record the following table-level properties:
•Break
•Keep with next paragraph
•Repeat heading
•Allow table to split across pages
•Allow rows to break across pages
•Merge adjacent line styles
•Table shadow
Tip
This technique does not include table and column widths in the table format. To insert
a table with predefined full formatting, save it as AutoText. See “Using AutoText” in
Chapter 3, Working with Text, for instructions.
Chapter 9 Working with Tables 301

Caution Autoformats are not easily removed. You can change to a different autoformat, but it
takes Undo to get back to the original table.
Creating a heading row in an existing table
To create a heading row in an existing table that does not have one, select the first row in the table
and from the Menu bar select Table > Insert > Rows. In the Insert Rows dialog that opens, ensure
the Before option is selected and click OK. Select the new first row and then from the Styles and
Formatting window, double-click the Table Heading paragraph style to apply it to the heading row.
As an alternative, you could apply an AutoFormat that does have a heading defined. (Here is
where having some personalized table formats could come in very handy.) Place the cursor
anywhere in the table and then click Table > AutoFormat. Choose a format. Click OK. Use the
More button and deselect the formatting options you do not want to apply to your table.
Merging and splitting tables
One table can be split into two tables, and two tables can be merged into a single table. Tables are
split only horizontally (the rows above the split point are put into one table, and the rows below into
another).
To split a table:
1) Place the cursor in a cell that will be in the top row of the second table after the split (the
table splits immediately above the cursor).
2) Right-click and choose Split Table in the context menu. You can also use Table > Split
Table from the Menu bar.
3) A Split Table dialog opens. You can select No heading or an alternative formatting for the
heading—the top row(s) of the new table.
4) Click OK. The table is then split into two tables separated by a blank paragraph.
Note If cells in one table include formulas using data from the other table, those cells will
contain an error message: **Expression is faulty**.
To merge two tables:
1) Delete the blank paragraph between the tables. You must use the Delete key (not the
Backspace key) to do this.
2) Select any cell in one of the tables.
3) Right-click and choose Merge Tables in the pop-up menu. You can also use Table >
Merge Table from the Menu bar.
Tip To see clearly where the paragraphs are and to delete them easily, choose View >
Nonprinting Characters (Ctrl+F10) or click the ¶ button in the Standard toolbar.
Deleting a table
To delete a table:
1) Click anywhere in the table.
2) Choose Table > Delete > Table from the Menu bar.
302 LibreOffice 4.2 Writer Guide

Or:
1) Select from the end of the paragraph before the table to the start of the paragraph after the
table.
2) Press the Delete key or the Backspace key.
Note The second method also merges the paragraph after the table with the paragraph
before the table, which may not be what you want.
Copying a table
To copy a table from one part of the document and paste it into another part:
1) Click anywhere in the table.
2) From the Menu bar choose Table > Select > Table.
3) Press Ctrl+C or click the Copy icon on the Standard toolbar.
4) Move the cursor to the target position and click on it to fix the insertion point.
5) Press Ctrl+V or click the Paste icon in the Standard toolbar.
Moving a table
To move a table from one part of a document to another part:
1) Click anywhere in the table.
2) From the Menu bar, choose Table > Select > Table.
3) Press Ctrl+X or click the Cut icon in the Standard toolbar. (This step removes the contents
of the cells but leaves the empty cells, which must be removed in step 6.)
4) Move the cursor to the target position and click on it to fix the insertion point.
5) Press Ctrl+V or click the Paste icon in the Standard toolbar. (This pastes the cells and their
contents and formatting.)
6) Return to the original table, click somewhere in it and then choose Table > Delete > Table
from the Menu bar.
Inserting a paragraph before or after a table
To insert a paragraph before a table, position the cursor before any text or other contents in the
first (upper left-hand) cell and press Enter or Alt+Enter. To insert a paragraph after a table, position
the cursor after any text in the last (lower right-hand) cell and press Alt+Enter.
Note
Captions are considered as paragraphs separate from the table itself. If there is a
caption below a table, for example, just position the cursor at the end of the caption
and press Enter.
Using tables as a page layout tool
Tables may be used as a page layout tool to position text in a document instead of using tabs or
spaces. For example, the Tip below is formatted as a table.
For more information and tips about using tables in page layout, see Chapter 4. Formatting Pages.
Chapter 9 Working with Tables 303

Tip
When inserting a table used for layout, you may wish to deselect the Heading and
Border options (see Inserting a new table on page 282).
To remove the borders from an existing table, right-click on the table, choose Table
from the context menu, select the Borders tab (see Figure 296 on page 290), and
select the icon for no borders.
The Table menu and toolbar
All of the table commands described in this chapter are conveniently located in the Menu bar under
the Table item and on the Table toolbar, shown in Figure 303.
Table 11 describes the effects of using these icons. When you create a table or select an existing
table, the Table toolbar will be displayed automatically. You can manually display it at any time by
clicking View > Toolbars > Table. The toolbar can float over the main Writer window (as shown in
Figure 303), or it can be docked along any edge of the main window. See Chapter 1, Introducing
Writer, for more about docking and floating toolbars, and how to hide and display specific tools on
a toolbar.
1Line Style 8Top 15 Select Table
2Line Color (of the border) 9Center (vertical) 16 Select Column
3Borders, add lines; SHIFT to
remove
10 Bottom 17 Select Rows
4Background Color 11 Insert Row 18 AutoFormat
5Merge Cells 12 Insert Column 19 Table Properties
6Split Cells 13 Delete Row 20 Sort
7Optimize 14 Delete Column 21 Sum
Figure 303: Table toolbar
Table 11: Functions of the icons on the Table toolbar
Name Description
Line Style Opens the Border Style window where you can modify the border line style.
This can be torn off and floated separately.
Line Color (of
the border)
A split button. You can apply the color with a single click on the icon, or by
selecting the triangle button, open the Border Color window where you can
modify the border color. This can be torn off and floated separately.
Borders, add
lines; SHIFT to
remove
Opens the Borders window where you can select which sides of the table or of
the selected cells will have a border. This can be torn off and floated separately.
Background
Color
A split button. You can apply the color with a single click on the icon, or by
selecting the triangle button, open the Background color window where you can
select the background color of the table or of the selected cells. This can be
torn off and floated separately.
304 LibreOffice 4.2 Writer Guide

Name Description
Merge Cells Combines the selected cells into a single cell. Refer to Merging and splitting
cells on page 289 for a description of the effect of this button.
Split Cells Opens the Split Cells dialog where you can define how to split a cell. Refer to
Merging and splitting cells on page 289 for a description of the effect of this
button.
Optimize Opens a window with four options you can use to let Writer optimize the
distribution of the columns or rows or optimize the row height or column width.
This can be torn off and floated separately.
Top Press this button to align the contents of the selected cells to the top of the cell.
Center (vertical) Press this button to align the contents of the selected cells to the vertical center
of the cell.
Bottom Press this button to align the contents of the selected cells to the bottom of the
cell.
Insert Row Inserts a row below the selected row.
Insert Column Inserts a column after the selected column.
Delete Row Deletes the selected rows from the table.
Delete Column Deletes the selected columns from the table.
Select Table Selects the entire table.
Select Column Selects the column in which the cursor is positioned.
Select Row Selects the row in which the cursor is positioned.
AutoFormat Opens the AutoFormat dialog where you can select from several predefined
formatting sets. Each set is characterized by its own fonts, shading, and border
styles. You can also select AutoFormat from the Insert Table dialog.
Table Properties Opens the Table Format dialog where you can control all the properties of the
table, for example name, alignment, spacing, column width, borders, and
background.
Sort Opens the Sort dialog where you can specify the sort criteria for the selected
cells.
Sum Activates the Sum function. Refer to “Using spreadsheet functions in a table” on
page 297 for an example of using this function.
Chapter 9 Working with Tables 305


Chapter 10
Working with Templates

Introduction
A template is a document model that you use to create other documents. For example, you can
create a template for business reports that has your company’s logo on the first page. New
documents created from this template will all have your company’s logo on the first page.
Templates can contain anything that regular documents can contain, such as text, graphics, a set
of styles, and user-specific setup information such as measurement units, language, the default
printer, and toolbar and menu customization.
All documents in LibreOffice are based on templates. If you do not specify a template when you
start a new Writer document, then the document is based on the default template for text
documents. If you have not specified a default template, Writer uses the blank template for text
documents that is installed with LibreOffice. See “Setting a default template” on page 313 for more
information.
LibreOffice 4.0 supplies one user-selectable text template, MediaWiki, as an alternative to the
default in documents (Writer). Note that German is the default document language in the
MediaWiki template. This can be changed on the Languages page in Tools > Options >
Language Settings.
Ten colored backgrounds are supplied for presentations (Impress). No alternative templates are
supplied for drawings (Draw) or spreadsheets (Calc).
Using a template to create a document
To use a template to create a document:
1) From the Menu bar, choose File > New > Templates to open the Template Manager
dialog.
Figure 304: Template Manager
308 LibreOffice 4.2 Writer Guide

2) From the tabs at the top of the dialog, select the Documents category (type) of template.
Folders containing templates are listed in the category page of the dialog. If no other
folders than MediaWiki are visible, there are no templates available.
3) Double-click the folder that contains the template that you want to use, typically this will be
My Templates. All the templates contained in that folder are then listed on the page, as
shown in Figure 304.
4) Select the template that you want to use. If you wish to view the template’s properties, click
the Properties button above the list of templates. The template’s properties appear in a
pop-up window. Click Close to close this pop-up window.
5) Double-click on the required template. A new document based on the selected template
opens in Writer. You can then edit and save the new document just as you would any other
document.
Creating a template
You can create your own templates in two ways: from a document or using a wizard.
Creating a template from a document
To create a template from a document and save it to My Templates:
1) Open a new or existing document that you want to make into a template.
2) Add or modify the content and styles that you want.
3) From the Menu bar, choose File > Templates > Save as Template. The Template
Manager dialog opens displaying the default folders (and any user created folders).
Figure 305: Saving a template
4) Select the My Templates folder.
5) Click the Save icon.
6) Enter a name for the template in the text input box that opens, and click OK (see Figure
305).
7) Close the Template Manager dialog.
Chapter 10 Working with Templates 309

Any settings that can be added to or modified in a document can be saved in a template. For
example, below are some of the settings (although not a full list) that can be included in a Writer
document and then saved as a template for later use:
•Printer settings: which printer, single-sided or double-sided printing, paper size, and so on
•Styles to be used, including character, page, frame, numbering, and paragraph styles
•Format and settings regarding indexes, tables, bibliographies, table of contents
Templates can also contain predefined text, saving you from having to type it every time you create
a new document. For example, a letter template may contain your name, address, and salutation.
You can also save menu and toolbar customizations in templates; see Chapter 16, Customizing
Writer, for more information.
Creating a template using a wizard
You can use wizards to create Writer templates for letters, faxes, and agendas.
For example, the Fax Wizard guides you through the following choices:
•Type of fax (business or personal)
•Document elements like the date, subject line (business fax), salutation, and
complimentary close
•Options for sender and recipient information (business fax)
•Text to include in the footer (business fax)
To create a template using a wizard:
1) From the Menu bar, choose File > Wizards > [type of template required].
Figure 306: Creating a template using a wizard
2) Follow the instructions on the pages of the wizard. This process is slightly different for each
type of template, but the format is similar for all of them.
3) In the last section of the wizard, you can specify the template name which will show in the
Template Manager, and also the name and location for saving the template. The two names
can be different but may cause you confusion if you choose two different names. The
310 LibreOffice 4.2 Writer Guide

default location is your user templates folder, but you can choose a different location if you
prefer.
4) Selecting the Path button to set the file name, and perhaps change the directory, causes
the Save As dialog to open. Setting the file name and clicking Save closes the dialog.
5) Finally, you have the option of creating a new document from your template immediately, or
manually changing the template, by clicking Finish. For future documents, you can re-use
the template created by the wizard, just as you would use any other template.
You may have to open the Template Manager and click Refresh on the Action menu to have any
new templates appear in the listings.
Note
In this release of LibreOffice, clicking Finish reopens the Save As dialog in which
you set the file name at Step 4. Clicking Save now, in the reopened dialog, causes
the file to be saved to the hard drive, and the template to open.
Clicking Save in Step 4 only saved the dialog in memory and not to the hard drive.
Editing a template
You can edit a template’s styles and content, and then, if you wish, you can reapply the template’s
styles to documents that were created from that template. Note that you can only reapply styles.
You cannot reapply content.
To edit a template:
1) From the Menu bar, choose File > New > Templates. The Template Manager dialog
opens.
2) Navigate to the template that you want to edit. Click once on it to activate the file handling
controls (see Figure 304). Click Edit. The template opens in LibreOffice.
3) Edit the template just as you would any other document. To save your changes, choose
File > Save from the Menu bar.
Updating a document from a changed template
The next time you open a document that was created from the changed template, the following
message appears.
Figure 307: Update styles message
Click Update Styles to apply the template’s changed styles to the document. Click Keep Old
Styles if you do not want to apply the template’s changed styles to the document (but see the
Caution notice below).
Chapter 10 Working with Templates 311

Caution
If you choose Keep Old Styles in the message box shown in Figure 307 after
changing the template, and then at some stage save the document, then that
message will not appear again the next time you open the document. You will not get
another chance to update the styles from the template, although you can use the
macro given in the Note below to re-enable this feature.
Note
To re-enable updating from a template:
1) Use Tools > Macros > Organize Macros > LibreOffice Basic. Select the
document from the list, click the expansion symbol (+ or triangle), and select
Standard. If Standard has an expansion symbol beside it, click that and select a
module.
2) If the Edit button is active, click it. If the Edit button is not active, click New.
3) In the Basic window, enter the following:
Sub FixDocV3
' set UpdateFromTemplate
oDocSettings = ThisComponent.createInstance( _
"com.sun.star.document.Settings" )
oDocSettings.UpdateFromTemplate = True
End Sub 'FixDocV3
4) Click the Run BASIC icon, then close the Basic window.
5) Save the document.
Next time when you open this document you will have the update from template
feature back.
Adding templates obtained from other sources
You can download templates for LibreOffice from many sources, including the official template
repository at http://templates.libreoffice.org/, and install them on your computer. On other websites
you may find collections of templates that have been packaged into extension (OXT) files. These
are installed a little differently, as described below.
Installing individual templates
To install individual templates:
1) Download the template and save it anywhere on your computer.
2) Import the template into a template folder by following the instructions in “Importing a
template” on page 316.
Tip
You can manually copy new templates into the template folders. The location
varies with your computer’s operating system. To learn where the template folders
are stored on your computer, go to Tools > Options > LibreOffice > Paths.
Installing collections of templates
The Extension Manager provides an easy way to install collections of templates that have been
packaged as extensions. Follow these steps:
1) Download the extension package (OXT file) and save it anywhere on your computer.
2) In Writer, select Tools > Extension Manager from the Menu bar. In the Extension Manager
dialog (Figure 308), click Add to open a file browser window.
312 LibreOffice 4.2 Writer Guide

3) Find and select the package of templates you want to install and click Open. The package
begins installing. You may be asked to accept a license agreement.
4) When the package installation is complete, the templates are available for use through File
> New > Templates and the extension is listed in the Extension Manager.
Figure 308: Newly-added package of templates
Extension packages may also be installed by double-clicking the file, and then accepting the
installation and any license agreement which is requested.
See Chapter 16, Customizing Writer, for more about the Extension Manager.
Setting a default template
If you create a document by choosing File > New > Text Document from the Menu bar, Writer
creates the document from the default template for text documents. You can, however, set a
custom template to be the default. You can reset the default later, if you choose.
Note for
Windows
users
You may know that Microsoft Word employs a normal.dot or normal.dotx file
for its default template and how to regenerate it.
LibreOffice does not have a similar default template file; the “factory defaults” are
embedded within the software.
Setting a custom template as the default
You can set any template to be the default, as long as it is in one of the folders displayed in the
Template Manager dialog. If necessary, you can add the template to a folder as described in
“Importing a template” on page 316.
To set a custom template as the default:
1) From the Menu bar, choose File > New > Templates to open the Template Manager
dialog.
2) In the Template Manager dialog, open the folder containing the template that you want to
set as the default, then select the template.
3) Click the Set As Default icon above the list of templates (see Figure 309).
The next time that you create a document by choosing File > New > Text Document, the
document will be created from this template.
Chapter 10 Working with Templates 313

Although many important settings can be changed in the Tools > Options dialog (see Chapter 2,
Setting up Writer), for example default fonts and page size, more advanced settings (such as page
margins) can only be changed by replacing the default template with a new one.
Figure 309: Setting a default template using the Template Manager dialog
Resetting Writer’s default template as the default
To re-enable Writer’s default template as the default:
1) In the Template Manager dialog (Figure 310), click the Action Menu icon on the right.
2) Point to Reset Default Template on the drop-down menu, and click Text Document.
Figure 310: Resetting the default template
This choice does not appear unless a custom template had been set as the default, as described in
the previous section.
The next time that you create a document by choosing File > New > Text Document, the
document will be created from Writer’s default template.
314 LibreOffice 4.2 Writer Guide

Associating a document with a different template
At times you might want to associate a document with a different template, or perhaps you’re
working with a document that did not start from a template.
One of the major advantages of using templates is the ease of updating styles in more than one
document, as described in Chapter 7, Working with Styles. If you update styles in a document by
loading a new set of styles from a different template (as described in Chapter 7), the document has
no association with the template from which the styles were loaded—so you cannot use this
method. What you need to do is associate the document with the different template.
Note In LibreOffice 3.x, you could use the Template Changer extension to simplify this
process. Unfortunately, this extension does not work in LibreOffice 4.x.
For best results, the names of styles should be the same in the existing document and the new
template. If they are not, you will need to use Edit > Find & Replace to replace old styles with new
ones. See Chapter 3, Working with Text, for more about replacing styles using Find & Replace.
1) Use File > New > Templates. In the Template Manager dialog, double-click the template
you want to use. A new document opens, containing any text or graphics that were in the
template. Delete any unwanted text or graphics from this new document.
2) Open the document you want to change. (It opens in a new window.) Press Ctrl+A to select
everything in the document. Click in the blank document created in step 1. Press Ctrl+V to
paste the content from the old document into the new one.
3) Update the table of contents, if there is one. Close the old file without saving. Use Save As
to save this new file with the name of the file from which content was taken. Confirm you
wish to overwrite the old file when asked.
Organizing templates
Writer can only use templates that are in LibreOffice template folders. You can, however, create
new LibreOffice template folders and use them to organize your templates. For example, you might
have one template folder for report templates and another for letter templates. You can also import
and export templates.
To begin, choose File > New > Templates from the Menu bar to open the Template Manager
dialog.
Creating a template folder
To create a template folder:
1) Click the New folder button.
2) In the pop-up dialog (see Figure 311), type a name for the new folder and click OK.
To delete a template folder:
1) In the Template Manager dialog, select the folder that you want to delete.
2) In the row of icons above the list of folders, click the Delete button. A message box
appears, asking you to confirm the deletion. Click Yes.
Chapter 10 Working with Templates 315

Figure 311: Create a new folder
Moving a template
To move a template from one template folder to another template folder:
1) In the Template Manager dialog, double-click the folder that contains the template that you
want to move. A list of all the templates contained in that folder appears underneath the
folder name.
2) Click the template that you want to move and click the Move to folder button above the list
of templates (see Figure 309).
Deleting a template
To delete a template:
1) In the Template Manager dialog, double-click the folder that contains the template that you
want to delete. A list of all the templates contained in that folder appears underneath the
folder name.
2) Click the template that you want to delete.
3) Click the Delete button above the list of templates. A message box appears and asks you
to confirm the deletion. Click Yes.
Importing a template
If the template that you want to use is in a different location, you must import it into a LibreOffice
template folder.
To import a template into a template folder:
1) In the Template Manager dialog, select the folder into which you want to import the
template.
2) Click the Import button above the list of template folders. A standard file browser window
opens.
3) Find and select the template that you want to import, and then click Open. The file browser
window closes and the template appears in the selected folder.
316 LibreOffice 4.2 Writer Guide

Exporting a template
To export a template from a template folder to another location:
1) In the Template Manager dialog, double-click the folder that contains the template that you
want to export. A list of all the templates contained in that folder appears underneath the
folder name.
2) Select the template that you want to export.
3) Click the Export button above the list of template folders. The Select path window opens.
4) Find the folder into which you want to export the template and click Select. A copy is
placed into the selected folder.
Chapter 10 Working with Templates 317


Chapter 11
Using Mail Merge
Form Letters, Mailing Labels, and Envelopes

What is mail merge?
LibreOffice Writer provides very useful features to create and print:
•Multiple copies of a document to send to a list of different recipients (form letters)
•Mailing labels
•Envelopes
All these facilities, though different in application, are based around the concept of a registered
data source, from which is derived the variable address information necessary to their function.
This chapter describes the entire process. The steps include:
1) How to create and register a data source.
2) How to create and print form letters, mailing labels, and envelopes.
3) Optionally, how to save the output in an editable file instead of printing it directly.
Creating and registering the data source
A data source is a database containing the name and address records (and optionally other
information) from which a mailing list may be derived. Although you can create and print mailing
labels and envelopes without using a data source, in most cases using one is the best approach.
This chapter assumes that you are using a data source.
LibreOffice can access a wide variety of sources of data to create the database, including
spreadsheets, text files and databases such as MySQL, Adabas, and ODBC. If the information to
be used in the mail merge is currently in a format that LibreOffice cannot access directly, you need
to convert it, for example by exporting it to a comma-separated values (CSV) file.
For the following example we start with a spreadsheet with the following column (field) headers:
Title, First Name, Last Name, Address, State/County, Country, Post Code, Sex, and Points. A
sample of data is shown in Figure 312.
Figure 312: Spreadsheet data example
After being created as described below, for a data source to be directly accessible from within a
Writer document, it must be registered. You only need to do this once; after that, the data source is
available to all components of LibreOffice.
1) From within any Writer document, or from the LibreOffice Start Center, choose File >
Wizards > Address Data Source.
320 LibreOffice 4.2 Writer Guide

2) The choices on the first page of the wizard vary with your operating system. Select the
appropriate type of external address book. In this example, it is Other external data
source. Click Next.
Figure 313: Select type of external address book
3) On the next page of the Wizard, click the Settings button.
Figure 314: Starting the Settings part of the Wizard
4) In the Data Source Properties page, select the Database type. In our example, it is
Spreadsheet. Click Next.
Figure 315: Selecting the database type
Chapter 11 Using Mail Merge 321

5) In the next dialog, click Browse and navigate to the spreadsheet that contains the address
information. Select the spreadsheet and click Open to return to this dialog. At this time you
may wish to test that the connection has been correctly established by clicking on the Test
Connection button (not shown in illustration).
Figure 316: Selecting the spreadsheet document
6) Click Finish.
7) On the following page, click Next. Because this is a spreadsheet, do not click Field
Assignment.
Figure 317: Because this is a spreadsheet, do not click Field Assignment
8) A database file will be created. Name the file in the path in the Location field. The default is
Addresses.odb; but you may replace Addresses with another name if you wish. You may
also change the name in the “Address book name” field. The name in this field is the
registered name, which LibreOffice will display in data source listings. In our example, the
name “Points” was used for both.
Figure 318: Name the .odb file and the address book
9) Click Finish. The data source is now registered.
322 LibreOffice 4.2 Writer Guide

Deregistering a data source
To remove a registered data source from LibreOffice so it is no longer available for use, as for
example an obsolete address list, do the following:
1) Open the Data sources window (by selecting View > Data Sources from the Menu bar, or
by pressing F4, or by selecting the Data Sources icon on the Standard toolbar).
2) In the left pane, the Data source explorer, right-click a data source.
3) Select Registered databases from the context menu.
4) In the Registered databases dialog which opens, select the data source to be removed.
5) Click Delete, then click Yes in the confirmation box which opens.
6) Repeat steps 4) and 5) as required.
7) Click OK to close the Registered databases dialog.
This does not delete the database from your system. It can be registered again using the methods
outlined below.
Re-registering an existing data source
To re-register an existing database file of addresses do the following:
1) Open the Data sources window (by selecting View > Data Sources from the Menu bar, or
by pressing F4, or by selecting the Data Sources icon on the Standard toolbar).
2) In the left pane, the Data source explorer, right-click a data source.
3) Select Registered databases from the context menu.
4) In the Registered databases dialog which opens, click the New button
5) In the Create Database Link dialog which opens, click the Browse button and navigate to
the database file location and select it. Click the Open button to return to the Create
Database Link dialog.
6) Change the Registered name if required.
7) Click the OK button to exit this dialog.
8) Click the OK button to exit the Registered databases dialog.
Creating a form letter
Example: Sending a letter to your customer base
A mail order company organized a campaign to assign credit points to their
customers according to the quantity of goods they buy during one year.
At the end of the year, they want to send a letter to each customer to show the total
of credit points collected.
You can create a form letter manually, which is the simplest and most comprehensive method and
is described here, or you can use the Mail Merge wizard as described in “Using the Mail Merge
Wizard to create a form letter” starting on page 336. If you elect to use the wizard, pay close
attention to its current limitations, as identified within its description.
1) Create a new text document: File > New > Text Document, or open a pre-existing form
letter with File > Open.
2) Display the registered data sources: View > Data sources (or press F4).
Chapter 11 Using Mail Merge 323

3) Find the data source that you wish to use for the form letter, in this case Points. Expand
the Points and Tables folders, and select Sheet1. The address data file is displayed.
Figure 319: Selecting the data source
4) Now create or modify the form letter by typing in the text, punctuation, line breaks, and so
on that will be present in all of the letters.
To add the mail-merge fields where needed (such as names and addresses), click in the
field heading and drag it to the appropriate point in the letter.
Note that address lines should be in individual paragraphs, not separated by line breaks as
might seem preferable. The reason for this will be made clear in the next step.
Figure 320: Dragging fields to the body of the form letter
5) Continue until you have composed the entire document. At this time you may wish to
consider suppressing any blank lines that may appear in the resulting letters. If not, skip
ahead to Step 7.
324 LibreOffice 4.2 Writer Guide

Figure 321: The completed form letter
6) To suppress blank lines:
a) Click at the end of the first paragraph to be suppressed if empty, and then choose
Insert > Fields > Other to display the Fields dialog.
b) Select the Functions tab and then click on Hidden Paragraph in the Type column.
Figure 322: Hidden paragraph insertion
Chapter 11 Using Mail Merge 325

c) Now click in the Condition box and enter the details of the condition that defines a
blank address field. It has the general form of:
![Database.Table.Database field]
where the ‘!’ (NOT) character indicates the negative case and the square brackets
indicate the condition.
For example, in our Points database the condition to test if the Last Name field is
empty would be:
![Points.Sheet1.Last Name] as illustrated in Figure 322.
To test for multiple conditions use the operators AND and/or OR between the
conditional statements, for example:
![Points.Sheet1.Title]AND![Points.Sheet1.Last Name]
d) Click Insert, but do not close the dialog until you have amended all the lines that
should be suppressed.
7) The document is now ready to be printed.
a) Choose File > Print and respond with Yes in the message box.
Figure 323: Mail merge confirmation message
b) In the Mail Merge dialog (Figure 324), you can choose to print all records or selected
records. To select records to be printed, use Ctrl+click to select individual records. To
select a block of records, select the first record in the block, scroll to the last record in
the block, and Shift+click on the last record.
c) Click OK to send the letters directly to the printer. Or, you can save the letters to a file
for further editing or formatting; see “Editing merged documents” below.
d) If you have not saved the original, prototype form letter document (template) previously,
then you should do so now. Having a form letter template could greatly simplify the
creation of other form letters in the future and is highly recommended.
Figure 324: The Mail Merge dialog
326 LibreOffice 4.2 Writer Guide

Editing merged documents
You may prefer to save the letters to a file, to allow for proofreading or some later formatting. To do
this:
1) In the Mail Merge dialog (Figure 324), select File in the output section, instead of using the
default Printer selection.
2) This changes the dialog to display the Save merged document section, where Save as
single document is preselected. You can choose to save each letter as an individual
document instead.
3) Click OK. In the Save as dialog, enter a file name for the saved letters and choose a folder
in which to save them. The letters will be saved consecutively as separate pages in the
single document, or numbered consecutively in individual files if saved as individual
documents.
You can now open the letters and edit them individually as you would edit any other document.
Printing mailing labels
Before beginning this process, note the brand and type of labels you intend to use.
Preparing for printing
To prepare mailing labels for printing:
1) Choose File > New > Labels.
2) On the Options tab, ensure that the Synchronize contents option is selected.
3) On the Labels tab (Figure 326), select the Database and Table. Select the Brand of labels
to be used, and then select the Type of label.
4) If you are unable to identify your label product in the list, then you can define the labels you
have. Select the User setting in the Type selection box. Click on the Format tab of the
Labels dialog. The default settings are shown in Figure 327. Take a ruler and measure on
your labels those dimensions illustrated in Figure 325, and enter them into the respective
boxes on the left side.
Figure 325: Required information for label set-up
Chapter 11 Using Mail Merge 327

Figure 326: Select Database, Table, label Brand, and label Type
Figure 327: User label default settings
5) You can now save your label template if you are likely to use it again. Click Save.
6) In the Save Label Format dialog that opens (Figure 328), enter names for your label Brand
and Type. Click OK.
328 LibreOffice 4.2 Writer Guide

Figure 328: Name and save the label.
7) Click the Labels tab. Click the drop-down arrow under Database field. Select the first field
to be used in the label (in this example, Title). Click the left arrow button to move this field
to the Label text area, as shown in Figure 329.
Figure 329: Move fields from Database field list to Label text area
8) Continue adding fields and inserting desired punctuation, spaces, and line breaks until the
label is composed. Figure 330 shows the completed label.
Figure 330: The completed label
Chapter 11 Using Mail Merge 329

9) Click New Document. You now have a new, single-page document containing a series of
frames, one for each label of the selected type and filled with the data source address
fields that you selected. Quite often some of the fields in your address data source will be
unused, leading to blank lines in your labels. If this is not important, go to “Printing” on page
331; otherwise, continue with “Removing blank lines from labels”.
Removing blank lines from labels
1) First ensure that the label frames are showing the field contents (data source headings),
rather than their underlying field names. If this is not the case, then either press Ctrl+F9 or
choose View > Field Names to toggle the view.
2) Next, ensure that you can see non-printing characters, such as paragraph marks, line
breaks and so on. If these are not already visible, choose View > Nonprinting Characters
from the Menu bar, or press Ctrl+F10, or click on the Nonprinting Characters icon ( )
on the Standard toolbar.
You will now see that address field separation is created by line breaks ( ), rather than
paragraphs ( ). As the suppression of blank address fields depends on hiding paragraphs,
not lines, you need to replace line breaks with paragraphs as follows.
3) Click in the first label, at the end of the last data source address field in the first line of the
label. Press Delete to remove the new line character and then press Return (or the Enter
key) to insert a paragraph marker. Repeat this action for each line in the address.
If the line spacing in the first label is not satisfactory, you may wish to correct this before
proceeding, by modifying the paragraph style associated with the address. Unless you
have changed it, the address uses the Default style.
Caution
The objective of step 3) is to replace all line breaks at the end of data source
address fields with paragraphs. Sometimes the address data field may be longer
than the width of the label and will wrap to the next physical line: make sure that
you are not misled by this into deleting and replacing anything other than line
break characters.
4) Click again at the end of the first paragraph to be conditionally suppressed and then
choose Insert > Fields > Other. Select the Functions tab and then click on Hidden
Paragraph in the Type column. Now click in the Condition box and enter the details of the
condition that defines a blank address field. It has the general form of:
![Database.Table.Database field]
where the ‘!’ (NOT) character indicates the negative case and the square brackets indicate
the condition.
For example, in our Points database the condition to test if the Last Name field is empty
would be
![Points.Sheet1.Last Name] as illustrated in Figure 322.
To test for multiple conditions, use the operators AND and/or OR between the conditional
statements, for example:
![Points.Sheet1.Title]AND![Points.Sheet1.Last Name]
Click Insert, but do not close the dialog until all lines have been amended.
5) Repeat for each paragraph to be conditionally suppressed, remembering to advance the
cursor to the end of the line in question before changing the last element of the condition
and Inserting the result.
330 LibreOffice 4.2 Writer Guide

Caution
The last paragraph of the label address block ends with a special field,
Next record:Database.Table (Next record:Points.Sheet1 in our
example), and the Hidden paragraph field must be inserted before this field. This
can generally be accomplished by clicking at the end of the paragraph and then
using the Left Arrow key once to skip back over it.
A clue that you omitted this action is the observation that some records have been
skipped and are missing from the final output.
6) Remembering that we selected Synchronize contents
earlier, you should now be able to see a small window
containing a Synchronize Labels button. Click on this
button and the hidden paragraph fields are propagated
to all the labels in your document.
You now have a template suitable for future use with the same data source and type of
label. If you wish to save it, use File > Templates > Save as Template to save it as an
Open Document Text Template (.ott) into the My Templates folder in the Templates
Manager dialog.
Printing
1) Choose File > Print. The message shown in Figure 323 appears. Click Yes to print.
2) In the Mail Merge dialog (Figure 324), you can choose to print all records or selected
records. To select records to be printed, use Ctrl+click to select individual records. To select
a block of records, select the first record in the block, scroll to the last record in the block,
and Shift+click on the last record.
3) Click OK to send the labels directly to the printer.
If you prefer to save the labels to a file, perhaps to allow some later editing such as
changing the typeface or paragraph format, then you should select File in the output
section of the Mail Merge dialog, rather than using the default Printer selection. This
changes the dialog to highlight the Save merged document section, where Save as single
document is preselected.
In this case, clicking OK brings up the Save as dialog, where a file name can be entered for
the saved labels.
If you did not save the prototype label fields document (template) in Step 6 of the
Removing blank lines from documents paragraph, then you are prompted to do so now by
another Save as dialog.
In either case, whether printing or saving to file, despite there apparently being only one
page of labels, the printed or saved output will be expanded to include all of the selected
records from the data source.
Editing a saved file of mailing labels
To edit a saved file of mailing labels, open the saved label file in the normal way. You will be
prompted to update all links. Choose No for the following reason: The first label on the page is
termed the “Master Label” and all other labels are linked to it. If you update the links, then all labels
will end up containing the same data, which may not be what you want.
You can edit individual records in the normal way, by highlighting and changing the font name, for
example.
However, you cannot edit all labels globally (for example, to change the font name for all records)
by the technique of selecting the entire document. To achieve this result you have to edit the
paragraph style associated with the label records as follows.
Chapter 11 Using Mail Merge 331

1) Right-click any correctly spelled word in a label record. Select Edit Paragraph Style from
the context menu. (Note: If you click on a misspelled word, a different menu appears.)
2) Then from the Paragraph Style dialog, you can make changes to the font name, the font
size, the indents, and other attributes.
Printing envelopes
Instead of printing mailing labels, you may wish to print directly onto envelopes. By selecting Insert
> Envelope from the Menu bar, you may select one of two methods for their production. The first is
where the envelope is embedded within a letter, generally as the first page (Insert in the Envelope
dialog), and the second is where the envelope is an independent document (New Document in the
dialog). In each case the addressing data may be manually entered, for example by copying and
pasting from the letter with which it is associated, or it may originate within an address data source.
This section assumes the use of an address data source and, for convenience, a free-standing
envelope. The production of envelopes involves two steps, setup and printing.
Setting up envelopes for printing
1) Choose Insert > Envelope from the Menu bar.
2) In the Envelope dialog, select the Format tab (Figure 331), where you can select the
envelope format to use. You can then arrange the layout of the envelope to suit your
requirements, together with the character and paragraph attributes to be used in the
Sender and Addressee areas. These attributes are accessed using the Edit buttons to the
right of the dialog, next to the word Format.
Figure 331: Envelope formatting dialog
332 LibreOffice 4.2 Writer Guide

Note
If the list of envelope formats in the Size section of this dialog does not include the
size you need, choose User Defined (at the bottom of the list) and specify the
envelope size using the Width and Height boxes.
Tip
At this stage it is only possible to vary the position of the origin points (upper left
corners) of the frames that will hold the Sender and Addressee information, but once
the envelope has been created, full adjustment of size and position will become
possible and you may wish to make some cosmetic adjustments.
3) The next step is to select the Printer tab (Figure 332), from where you may choose the
printer you intend to use, its setup—for example, specification of the tray holding envelopes
—and other printer-related options such as envelope orientation and shifting. You may
need to experiment with these settings to achieve the best results with your printer.
Figure 332: Choosing printer options for an envelope
4) Select the Envelope tab (Figure 333).
5) Choose whether or not to add Sender information to the envelope by selecting or
deselecting the Sender option. If wanted, edit the information in the Sender box (Sender is
the “from” on the envelope).
6) You now have the choice of creating the Addressee fields by dragging and dropping from
the data source headings (as described in “Creating a form letter” on page 323, and in
particular in Figure 320) or using the facilities of the Envelope tab.
7) If you prefer dragging and dropping, then click New Document, drag your data source
headings into the Addressee area on your new envelope and skip to step 10), otherwise
continue with the next step.
8) Verify, add, or edit the information in the Addressee box. You can use the right-hand drop-
down lists to select the database and table from which you can access the Addressee
information, in a similar fashion to that described for “Printing mailing labels”, paragraphs 3,
4 and 5. The similarity of the method with Figure 329 and Figure 330 will be clear.
Chapter 11 Using Mail Merge 333

Figure 333: Choosing addressee and sender information for envelopes
9) When you have finished formatting, click either the New Document or Insert button to
finish. As might be expected, New Document creates only the envelope template in a new
document, whereas Insert inserts the envelope into your current document as page 1.
If you don’t want to proceed with this envelope, click Cancel or press the Esc key. You can
also click Reset to remove your changes and return to the original settings extant when the
dialog opened.
You can now modify the placement of the frames containing the sender and addressee
information, or make further changes to the character and paragraph attributes (for
example, the font) or add a logo or other graphic to the envelope.
Tip
If you frequently print envelopes from the same database onto the same size
envelopes, at this point you may wish to create a template from this setup. See
“Creating an envelope template” on page 335.
10) Quite often some of the fields in your address data source will be unused, leading to blank
lines in your envelope Addressee area. If this is not important, you can skip the next few
paragraphs and go straight to “Merging and printing the envelopes” on page 335, otherwise
continue as described here.
Tip The following procedure is very similar to that used for a similar purpose in the
section on printing mailing labels. It is reproduced here for ease of reference.
a) First ensure that the envelope is showing the field contents (data source headings),
rather than their underlying field names. If this is not the case, then either press
Ctrl+F9 or choose View > Field Names to toggle the view.
334 LibreOffice 4.2 Writer Guide

b) Next, ensure that you can see non-printing characters, such as paragraph marks, line
breaks and so on. If these are not already visible, choose View > Nonprinting
Characters from the menu bar, or press Ctrl+F10, or click on the Nonprinting
Characters icon ( ) on the Standard toolbar.
You will now see that address field separation is created by line breaks ( ), rather
than paragraphs ( ). As the suppression of blank address fields depends on hiding
paragraphs, not lines, you need to replace line breaks with paragraphs as follows.
c) Click at the end of the last data source address field in the first line of the envelope.
Press Delete to remove the new line character and then press Return (or the Enter
key) to insert a paragraph. Repeat this action for each line of the envelope.
If the line spacing in the Addressee area is not satisfactory, you may wish to correct
this before proceeding, by modifying the paragraph style associated with the address.
Unless you have changed it, the address uses the Default style.
d) Click again at the end of the first paragraph to be conditionally suppressed and then
choose Insert > Fields > Other. Select the Functions tab and then click on Hidden
Paragraph in the Type column. Now click in the Condition box and enter the details
of the condition that defines a blank address field. It has the general form of:
![Database.Table.Database field]
where the ‘!’ (NOT) character indicates the negative case and the square brackets
indicate the condition.
For example, in our Points database the condition to test if the Last Name field is
empty would be:
![Points.Sheet1.Last Name] as illustrated in Figure 322.
To test for multiple conditions, use the operators AND and/or OR between the
conditional statements, for example:
![Points.Sheet1.Title]AND![Points.Sheet1.Last Name]
Click Insert, but do not close the dialog until all lines have been amended.
e) Repeat for each paragraph to be conditionally suppressed, remembering to advance
the cursor to the end of the line in question before changing the last element of the
condition and Inserting the result.
Merging and printing the envelopes
To merge addresses and print the envelopes:
1) Choose File > Print. A message box (Figure 323) appears. Click Yes to print.
2) The Mail Merge dialog (Figure 324) appears. As with form letters and mailing labels, you
can choose to print envelopes for one, several or all address records in the database.
3) Make your selections and then click OK to print direct to the printer. To check the envelopes
before printing them, see “Editing merged documents” on page 327 for instructions.
Creating an envelope template
When your envelope layout and fields are complete to your satisfaction, you can save the result as
a template.
1) Choose File > Templates > Save As Template.
2) In the Template Manager dialog, select My Templates and click on Save.
3) Enter a name in the text input box and click OK to save the template.
Chapter 11 Using Mail Merge 335

Using the Mail Merge Wizard to create a form letter
The manual method of creating a form letter described in “Creating a form letter” on page 323
provides the most control over the result and is therefore recommended. If you prefer to use the
Mail Merge wizard, the technique is described below.
Open a new document with File > New > Text Document and start the Mail Merge wizard using
Tools > Mail Merge Wizard. The wizard opens, as shown in Figure 334.
Step 1: Select starting document
The wizard gives various options to select your starting document:
•Use the current document.
•Create a new document.
•Start with an existing document.
•Start from a template.
For the purposes of this description, we assume that you opened a new text document. This will
ensure that all the steps in the wizard are fully explored, although with experience you may find it
more practical to use a draft you prepared earlier, which will allow for the skipping of some steps.
Select Use the current document and click Next.
Figure 334: Select starting document
Step 2: Select document type
The wizard can produce letters or, if a Java Mail connection exists, email messages. In this
example, we are producing a letter. Select Letter and click Next.
336 LibreOffice 4.2 Writer Guide

Figure 335: Choose document type
Step 3: Insert address block
This is the most complex step in the wizard. In this step (Figure 336) you will do three things:
1) Tell the wizard which data source to use. The data source must be an existing file; in this
example it is the “Points” spreadsheet created earlier.
2) Select the address block to use in the document. This means choosing which fields appear
(for example, whether the country is included) and how they look.
3) Make sure that the fields all match correctly. This is very important. For example, the UK
English version of the wizard has a field called <Surname>. If your spreadsheet has a
column called “Last Name”, you need to tell the wizard that <Surname> and “Last Name”
are equivalent. This is described in “Matching the fields” on page 339.
Figure 336: Insert address block
Chapter 11 Using Mail Merge 337

Selecting the data source (address list)
1) If the current address list, identified beneath the Select Different Address List button in
section 1, is not the one you wish to use, click the button to open the Select Address List
dialog (Figure 337) for choosing a data source.
2) If you have not already created the address list, you may click Create to do so now. This
step will allow you to create a CSV (Comma Separated Values) file with a new list of
address records.
If you have an address list that is not registered in LibreOffice, but which you wish to use,
click Add and select the file from the location in which it is saved.
In each of the above cases a new data source (ODB file) will be created and registered.
3) Select the address list and click OK to return to step 3 of the wizard. We retain “Points” as
our address book for this example. The wizard can also exclude certain records; click Filter
to choose them.
Figure 337: Select address list dialog
Selecting the address block
1) In section 2 (shown in Figure 336), select the address block to appear on the letter, define
its appearance, and choose the fields it contains. The main page gives two choices. Click
More to open the Select Address Block dialog for more choices.
2) The Select Address Block dialog (Figure 338) displays the original two blocks plus other
choices for the format of the address block (you may need to scroll down to see all of the
choices). You can also optionally include or exclude the country (for example, only include
the country if it is not England) in the Address block settings. The formats provided are
relatively common, but they might not exactly match your preference. If this is the case,
select the address block that is closest to what you want and click Edit, which opens the
Edit Address Block dialog.
338 LibreOffice 4.2 Writer Guide

Figure 338: Select address block
3) In the Edit Address Block dialog, you can add or delete address elements using the arrow
buttons on the left. To move elements around, use the arrow buttons on the right. For
example, to add an extra space between forename and surname in Figure 339, click
<Surname> and then click the right arrow button.
Figure 339: Edit address block
Matching the fields
Finally, it is time to match the wizard’s fields with the spreadsheet fields, so that items like
<Surname> and “Last Name” match correctly.
1) Look at section 3 of the wizard (shown in Figure 336 on page 337). The box at the bottom
displays one record at a time, using the address block format you specified. Use the right
and left arrow buttons below that address box to step through the addresses, checking that
they display correctly. Do not assume that all the records display correctly, just because
one or two do. Check them all if you can, or at least a good proportion.
Chapter 11 Using Mail Merge 339

2) If the addresses do not display correctly (and they probably will not right away), click Match
Fields.
3) The Match Fields dialog (Figure 340) has three columns:
•Address Elements are the terms the wizard uses for each field, such as
<Forename> and <Surname>.
•Use the Matches to Field column to select, for each address element, the field from
your data source that matches it.
•The Preview column shows what will be shown for this field from the selected
address block, so you can double-check that the match is correct.
4) When you have matched all the fields, click OK to return to step 3 of the wizard. Now, when
you use the arrow buttons to look at all the addresses, they should all look correct. If not,
go back and change anything you’re not happy with, before clicking Next to move to step 4.
Note that you will not be able to continue until you have correctly matched all the fields in
your chosen address block. If you see <not yet matched> in a field position it indicates that
the field in question is not correctly matched.
Figure 340: Match fields dialog
5) Notice the option for Suppress lines with empty fields in section 2 of Figure 336. Using
the Wizard, you do not have to create your own conditional suppression fields.
Step 4: Create salutation
It is possible to create just about any salutation you want in this step.
By selecting the This document should contain a salutation option, the General salutation list
box is enabled. Some general texts are available in the list box, or you can enter your own text,
such as Hello club member. A preview pane displays your choice.
340 LibreOffice 4.2 Writer Guide

By also selecting the Insert personalized salutation option, further salutation constructs become
available.
You can, for example, use a different greeting for men and women. To do this, Writer must have
some way of knowing whether a person is male or female. In our spreadsheet (see Figure 312) we
had a column called Sex. In the section Address list field indicating a female recipient, set the
Field name to Sex and the Field value to F. The Male salutation is then printed for all men and
the Female salutation for all women.
Note You do not need to tell LibreOffice who is a male, because it assumes that all non-
female records are males.
If you do not have such a column in your spreadsheet, then you can leave the Field name and
Field value boxes empty and use the customized content of the Male list box for the salutation.
Figure 341: Create a salutation
As an example:
1) Click the New button alongside the Male list box. The Custom Salutation (Male Recipients)
dialog opens (see Figure 342).
2) Select Salutation in the Salutation elements listings.
3) Click the Add to salutation arrow button to add it to box 1.
4) Open the list box choices for box 2, select an appropriate greeting or type your own text
into the list box. Edit it as needed.
5) Select and move across Title from the Salutation elements listings into box 1.
6) Add a space and then move Last Name across.
7) Finally, move Punctuation Mark across and select the comma from the choices in box 2.
8) The construct is shown in the Preview box.
9) Carry out any final editing. Click OK.
Chapter 11 Using Mail Merge 341

Figure 342: Customizing the salutation
You can see that the <Title> field takes care of the gender aspect of the salutation. Using this
method allows you to use gender neutral titles such as Doctor (Dr) and Reverend (Rev), or titles
such as Ms or Master.
Step 5: Adjust layout
In step 5, you can adjust the position of the address block and salutation on the page. You can
place the address block anywhere on the page. The salutation is always on the left, but you can
move it up and down the page. Use the buttons shown in Figure 343 to move the elements.
Figure 343: Adjust layout
342 LibreOffice 4.2 Writer Guide

Step 6: Edit document and insert extra fields
In step 6 you have another opportunity to exclude particular recipients from the mail merge, as
shown in Figure 344.
Figure 344: Edit document
You can also edit the body of the document. If you started with a blank document, you can write
the whole letter in this step. Click Edit Document to shrink the wizard to a small window (Figure
345) so you can easily edit the letter.
Figure 345: Minimized mail merge wizard
You need to perform another important task in this step. The wizard only inserts information from
the name and address fields, but you may wish to add additional data. In our example, we want to
tell each person how many points they had accumulated during the year; that information is in the
database. To do this:
1) Click Edit Document in step 6 of the wizard.
2) Choose Insert > Fields > Other. The Fields dialog opens.
3) Click the Database tab.
4) On the left hand side, select Mail merge fields.
5) Under Database selection find your data source (in this example, it is Points). Expand it to
see the fields.
6) Click the field you want to insert (Points), then click Insert to insert the field.
You can insert any number of fields any number of times into your mail merge document.
7) Click Close when you are done.
Note The Database selection lists the data source you selected in step 3. All the
information you need for the letter must be contained in that data source.
Chapter 11 Using Mail Merge 343

Figure 346: Insert mail merge fields dialog
Step 7: Personalize documents
This step creates all your letters, one per recipient.
Clicking the Edit individual Document button here is similar to step 6. The difference is that you
now edit a long file containing all of the letters, so you can make changes to a particular letter to
one person. In this step of the Mail Merge wizard, click Find to open a dialog that allows searches
within the document, perhaps for an individual addressee.
Figure 347: Personalize document
As with step 6, when editing the document, the wizard shrinks to a small window (Figure 345).
Click on this window to expand the wizard to its full size.
344 LibreOffice 4.2 Writer Guide

Step 8: Save, print or send
You have now completed the mail merge process. The last step is to do something with it. In step
8, you can save the original sample letter, save the merged document, print the letters right away
or, if you created email messages, send them.
You probably want to save the starting (prototype) document and the merged document. To do this,
select Save starting document to reveal the Save starting document section containing the
Save starting document button. This button will be active only if the document has not already
been saved. Clicking on this button brings up the standard Save as dialog. Once you have named
and saved the document you return to the Step 8 dialog as shown in Figure 349.
Figure 348: Step 8: Save, print or send
The merged document can now be saved by selecting Save merged document. This will reveal
the Save merged document settings section, from which you can select to save either as one
large file containing all the individual, generated letters or as a separate file for each letter.
Figure 349: Saving a merged document
When you have saved the merged document, you can print the final letters now or later; and you
can still manually check and edit the letters if necessary. If you elect to print at this stage, the
dialog shown in Figure 350 appears; it should be self-explanatory.
Chapter 11 Using Mail Merge 345

Figure 350: Printing the merged document
346 LibreOffice 4.2 Writer Guide

Chapter 12
Tables of Contents, Indexes,
and Bibliographies

Introduction
This chapter describes how to create and maintain a table of contents (TOC), an index, and a
bibliography for a text document using LibreOffice Writer. To understand the instructions, you need
to have a basic familiarity with Writer and styles (see Chapters 6 and 7).
This chapter does not cover all the possible ways to use the features available through the
TOC/Index dialog in Writer. Some common usage examples are given.
Tables of contents
Writer’s table of contents feature lets you build an automated table of contents from the headings
in your document. These entries are automatically generated as hyperlinks in the table. Whenever
changes are made to the text of a heading in the body of the document or the page on which the
heading appears, those changes automatically appear in the table of contents when it is next
updated.
Before you start, make sure that the headings are styled consistently. For example, you can use
the Heading 1 style for chapter titles and the Heading 2 and Heading 3 styles for chapter
subheadings.
This section shows you how to:
•Create a table of contents quickly, using the defaults.
•Customize a table of contents.
Note
You can use any style you want for the different levels to appear in the table of
contents; however, for simplicity, most of this chapter uses the default Heading [x]
styles.
Creating a table of contents quickly
Most of the time you will probably find the default table of contents (TOC) to be what you need.
Inserting a default TOC is simple:
1) When you create your document, use the following paragraph styles for different heading
levels (such as chapter and section headings): Heading 1, Heading 2, and Heading 3.
These are what will appear in your TOC. Writer can evaluate up to ten levels of headings.
2) Click in the document where you want the TOC to appear.
3) Choose Insert > Indexes and Tables > Indexes and Tables.
4) Click OK. The result will be a typical table of contents with the entries generated as
hyperlinks.
Some tips you may find useful:
•If some of your headings do not show up in the table of contents, check that the headings
have been tagged with the correct paragraph style. If a whole level of headings does not
show up, check the settings in Tools > Outline Numbering. See “Defining a hierarchy of
headings” in Chapter 6, Introduction to Styles, for more information.
•The TOC appears with a gray background. This background is there to remind you that the
text is generated automatically. It is not printed and does not appear if the document is
converted to a PDF. To turn off this gray background, go to Tools > Options > LibreOffice
> Appearance, then scroll down to the Text Document section and deselect the option for
Index and table shadings.
348 LibreOffice 4.2 Writer Guide

This change may leave a gray background showing behind the dots between the headings
and the page numbers, because the dots are part of a tab. To turn that shading off, go to
Tools > Options > LibreOffice Writer > Formatting Aids and deselect the option for
Tabs.
•If you cannot place the cursor in the TOC, choose Tools > Options > LibreOffice Writer >
Formatting Aids, and then select Enable in the Cursor in protected areas section.
If you add or delete text (so that headings move to different pages) or you add, delete, or change
headings, you need to update the table of contents. To do this: Right-click anywhere in the TOC
and select Update Index/Table from the pop-up menu.
Caution If you have Edit > Changes > Show enabled when editing your document and you
update the TOC, then errors may occur, as the TOC will still include any deleted
headings and you may find that deleted text causes page numbering in the TOC to
be wrong too. Simply ensure this option is deselected before updating a TOC.
Customizing a table of contents
Almost every aspect of the table of contents can be customized to suit the style and requirements
of your document. However, with this flexibility also comes some complexity and it is good to have
in mind the desired end result.
Start by clicking in the document where you want the table of contents to appear and choose
Insert > Indexes and Tables > Indexes and Tables to open the Insert Index/Table dialog shown
in Figure 351.
Figure 351: Index/Table page of Insert Index/Table dialog
Chapter 12 Tables of Contents, Indexes, and Bibliographies 349

You can also access this dialog at any time by right-clicking anywhere in an existing table of
contents and choosing Edit Index/Table from the pop-up menu.
The Insert Index/Table dialog has five pages. Each of them covers a different aspect of the TOC
structure and appearance:
•Use the Index/Table page to set the attributes of the TOC.
•Use the Entries and Styles pages to format the entries in the TOC.
•Use the Columns page to put the TOC into more than one column.
•Use the Background page to add color or a graphic to the background of the TOC.
You can display a preview box, located on the left-hand side of each page, to show as you work
how the TOC will look. (If you do not see the preview box, select the Preview option in the lower
right-hand corner of the dialog). The illustrations in this chapter show the dialog as it appears with
the preview box hidden.
Note
The preview box only shows the appearance from settings made on the Index/Table,
Entries and Styles pages. The Columns and Background pages each have their own
preview panes.
After making all your changes, click OK to apply them. Before clicking OK, If you choose to revert
to the default settings for the Columns and Background pages, select each page in turn and click
the Reset button. The settings on the Entries and Styles pages must be reset manually; the Reset
button has no effect.
Index/Table page
Use the Index/Table page, pictured in Figure 351, to set the attributes of the TOC.
Changing the title
To give the table of contents a different title, type it in the Title field. To delete the title, clear the
Title field.
Setting the type of index/table
Be sure the Type is set to Table of Contents. See “Alphabetic indexes” on page 358 and “Other
types of indexes” on page 366 for more about creating other types of indexes.
Note You can change the type of index only when you first create it. Once you define an
index type (for example, make a table of contents) you cannot change the type.
Protecting against manual changes
By default, to prevent the TOC from being changed accidentally, the Protected against manual
changes option is selected, the TOC can only be changed by using the right-click menu or the
Insert Table/Index dialog. If the option is not selected, the TOC can be changed directly on the
document page, just like other text. However, any manual changes will be lost when you update it.
Changing the number of levels included
Writer uses 10 levels of headings when it builds the table of contents (or the number of levels used
in the document, whichever is smaller). To change the number of levels included, enter the
required number in the Evaluate up to level box. For example, the TOC in this book includes only
the first four heading levels.
350 LibreOffice 4.2 Writer Guide

Choosing the scope of the table of contents
The for drop-down list in the Create index/table area, allows you to select whether the TOC will
cover all the headings of the document (Entire document) or just the headings of the chapter
where it is inserted. Writer identifies a “chapter” as all the headings between two first level outline
headings (normally Heading 1).
Creating a table of contents from an outline
The third section of the Index/Table page is used to determine what Writer should use to create the
TOC. The available choices (not mutually exclusive) are:
•Outline
•Additional styles
•Index marks
By default Writer uses the outline levels; that is, paragraphs formatted with the paragraph styles
associated with outline levels in Tools > Outline Numbering. In the default document, Heading 1
has outline level 1, Heading 2 outline level 2 and so on up to Heading 10.
You can change the paragraph styles included in the outline as described in “Defining a hierarchy
of headings” in Chapter 6, Introduction to Styles. You can include other paragraph styles in the
TOC by assigning an outline level to those styles. To do this, modify the paragraph style definition:
go to the Outline & Numbering page for the style, and select the required outline level. Click OK to
save the change.
Figure 352: Specifying an outline level on the Outline & Numbering page for a paragraph style
Creating from additional styles
By selecting the Additional Styles option on the Index/Table page, you can add more paragraph
styles to the TOC. This can be useful when you want to include in the TOC an annex (appendix). If
the Outline option is also selected, the additional styles will be included in the table of contents
together with the ones defined in the outline numbering. However, headings included in the TOC
using this feature are not hyperlinked to the headings in the document body as are headings
assigned to outline levels.
Creating from index marks
This selection adds any index entries that you have inserted into the document by using Insert >
Indexes and Tables > Entry. Normally you would not use this selection for a table of contents.
However, if you do wish to use it, be sure to select Table of Contents from the drop-down list in
the Insert Index Entry dialog (see Figure 359) when you are entering the index entries for use in a
TOC, so that Writer can distinguish between them and any index entries intended for inclusion in
an alphabetic index.
Entries page
Use the Entries page (see Figure 354) to define and format the text of entries in the TOC. The text
of each outline level can be styled independently from the other levels by adding and deleting
elements.
Chapter 12 Tables of Contents, Indexes, and Bibliographies 351

Click on a number in the Level column to select the outline level whose elements you want to
format. The Structure line contains the elements included in the entries for that level. Elements that
can be added to the structure line are displayed just below the structure line, and are grayed out if
they cannot be included:
•The E# button represents the “chapter number”, which means the heading number value
assigned in Tools > Outline Numbering to a heading style, not just for chapters but also
for other levels of headings (Chapter level and level 2 values are illustrated in Figure 353).
•The E button represents the chapter (or sub-chapter) text: That is the text formatted with
the paragraph style used for each level. In Figure 353, Heading 1 is used for Level 1,
Heading 2 for Level 2.
•The T button represents a tab stop.
•The # button represents the page number.
•The LS button represents the start of a hyperlink. (This button appears on the default
Structure line.)
•The LE button represents the end of a hyperlink. (This button appears on the default
Structure line.)
The LS and LE buttons are part of the Hyperlink button set-up. Each white field on the Structure
line represents a blank space where you can add custom text.
Figure 353: Assigning a chapter number value (the E# value). The assigned Level 2
value also shows in the preview pane.
Note
In the Outline Numbering dialog, if you have included any text in the Separator
Before or After text input boxes for any given level, then that text will be part of the
E# field for that level. You should take care when building the structure line not to
create any unwanted effects in the appearance of your TOC.
352 LibreOffice 4.2 Writer Guide

Figure 354: Entries page of Insert Index/Table dialog
Adding elements
To add an element to the Structure line:
1) Click in the white field where you want to insert the element.
2) Click one of the active buttons just below the Structure line. For example, to add a tab, click
the Tab stop button. A button representing the new element appears on the Structure line.
3) To add custom text, such as the word Chapter, type the text in the white field. Don't forget a
trailing space.
Changing elements
To change an element in the Structure line, click the button representing that element and then
click a non-grayed out element that you want to substitute it for, in the row of buttons just below the
Structure line. For example, to change a chapter number to a tab stop, click the E# button on the
Structure line (it shows then as being pressed) and then click the Tab stop button in the row of
available elements. To cancel before swapping an element, click in one of the white spaces.
Applying changes to all outline levels
To apply the displayed structure and formatting to all outline levels, click the All button.
Deleting elements
To delete an element from the Structure line, click the button representing that element and then
press the Delete key on your keyboard. For example, to delete the default hyperlink setting, click
the LS button and then press the Delete key (Function+Delete on a Mac). Repeat this for the LE
button.
Applying character styles
You might want an element to be a bit different from the rest of the line. For example, you might
want the page number to be bold. To apply a character style to an element:
1) Be sure you have defined a suitable character style.
2) On the Structure line, click the button representing the element to which you want to apply
a style.
3) From the Character Style drop-down list, select the desired style.
To view or edit the attributes of a character style, select the style from the Character Style drop-
down list and then click the Edit button.
Chapter 12 Tables of Contents, Indexes, and Bibliographies 353

Tip
The default character style for hyperlinks is Internet Link (such as those inserted
by Insert > Hyperlink), which by default is underlined and shown in blue. The
default hyperlinks of TOC entries are set to the Index Link character style.
If you want them to appear underlined and blue, you can select the LS button on
the Structure line and change the character style selection for TOC entries to
Internet Link.
You can also change the attributes for Index Link to what you want.
Tab parameters
Clicking on the Tab stop button on the structure line brings up two controls: Fill character and Tab
stop position:
•Fill character: select from the three options the tab leader you wish to use.
•Tab stop position: Enter the distance to leave between the left page margin and the tab
stop.
Tab position relative to Paragraph Style indent
When this option is selected, entries are indented according to the settings of their individual
formats. Where a paragraph style specifies an indent on the left, tab stops are relative to this
indent. If this option is not selected, tab stops are relative to the left margin position.
Styles page
Use the Styles page (Figure 355) to change which paragraph style is assigned to display the text of
each level in the table of contents. In most cases, the best strategy is to keep the assigned styles
but change their settings as needed to make the TOC appear the way you want.
Figure 355: Styles page of Insert Index/Table dialog
To apply a custom paragraph style to an outline level:
1) In the Levels list box, select the outline level.
2) In the Paragraph Styles list box, click the desired paragraph style.
3) Click the < button to apply the selected paragraph style to the selected outline level.
The style assigned to each level appears in square brackets in the Levels list.
354 LibreOffice 4.2 Writer Guide

To remove paragraph styling from an outline level, select the outline level in the Levels list box, and
then click the Default button.
To view or edit the attributes of a paragraph style, click the style in the Paragraph Styles list box,
and then click the Edit button.
Note Changes to a paragraph style will affect any text in the document that is formatted
using this style, not just the format of the table of contents.
Columns page
Use the Columns page to change the number of columns for the TOC. Multiple columns are more
likely to be used in an index than in a TOC, so this page is described in the section on indexes.
See Figure 363.
Background page
Use the Background page to add color or a graphic to the background of the TOC.
Figure 356: Background page, showing Color choices.
Adding color
To add color to the background of the table of contents, select from the color grid.
Note
By default, the background to the TOC is shaded gray. This setting is in Tools >
Options > LibreOffice > Appearance, then, in the Text Document area, Index and
table shadings is selected.
Deselect this option to remove the gray background. Note that by adding a
background color, you overwrite this setting anyway.
Chapter 12 Tables of Contents, Indexes, and Bibliographies 355

Adding a graphic
To add a graphic to the background of the table of contents:
1) From the As drop-down list, select Graphic. The Background tab now displays the graphics
options, as shown below.
2) Click the Browse button. The Find graphics dialog opens.
3) Find the graphic file you want and then click the Open button. The Find graphics dialog
closes and the selected graphic appears in the graphic preview box on the right-hand side
of the Background tab. (If you do not see the graphic, select the Preview checkbox.)
4) To embed the graphic in your document, clear the Link checkbox. To link the graphic to the
document but not embed it, select the Link checkbox.
5) In the Type area of the Background tab, choose how you want the background graphic to
appear:
•To position the graphic in a specific location, select Position and then click the desired
location in the position grid.
•To stretch the graphic to fill the entire background area, select Area.
•To repeat the graphic across the entire background area, select Tile.
Figure 357: Graphic options on the Background page of the Insert Index/Table dialog
Deleting a color or graphic
To delete color or a graphic from the table background:
1) From the As drop-down list, select Color.
2) Click No Fill on the color grid.
Maintaining a table of contents
This section shows you how to:
•Edit an existing TOC
•Update a TOC when changes are made to the document
•Delete a TOC
356 LibreOffice 4.2 Writer Guide

Editing a table of contents
To edit an existing TOC:
1) Right-click anywhere in the TOC.
2) From the context menu, choose Edit Index/Table. The Insert Index/Table dialog (Figure
351 on page 349) opens and you can edit and save the table as described in the previous
section.
Tip
If you cannot click in the TOC, it is probably because it is protected. To disable this
protection, choose Tools > Options > LibreOffice Writer > Formatting Aids, and
then select Enable in the Cursor in protected areas section. If you wish to edit the
TOC without enabling the cursor, you can access it from the Navigator.
You can also access the Index/Table dialog from the Navigator (Figure 358).
1) Open the Navigator (press F5).
2) Click the expansion symbol (+ sign or triangle) next to Indexes.
3) Right-click on Table of Contents1 and choose Index > Edit.
Figure 358: Access an index from the Navigator
Updating a table of contents
Writer does not update the TOC automatically, so after any changes to the headings, you must
update it manually. To update a TOC when changes are made to the document:
1) Right-click anywhere in the TOC.
2) From the context menu, choose Update Index/Table. Writer updates the TOC to reflect the
changes in the document.
Chapter 12 Tables of Contents, Indexes, and Bibliographies 357

You can also update the index from the Navigator by expanding Indexes and right-clicking on
Table of Contents1 and choosing Index > Update.
Deleting a table of contents
To delete the TOC from a document:
1) Right-click anywhere in the TOC.
2) From the context menu, choose Delete Index/Table. Writer deletes the TOC.
Note Writer will not prompt you to confirm the delete! Use caution when deleting a TOC.
You can also delete the index from the Navigator by selecting Index > Delete from the menu
shown in Figure 358.
Alphabetic indexes
An alphabetical index (referred to as an index) is a list of keywords or phrases used throughout a
document that, if listed in order with page numbers, may help the reader find information quickly.
Generally an index is found in the back of a book or document.
This section describes how to:
•Add index entries.
•Create an alphabetic index quickly.
•Customize the display of index entries.
•Customize the appearance of the index.
•View and edit existing index entries.
Adding index entries
Before you can create an index, you must create some index entries.
1) To add a word to the index, place the cursor anywhere in that word. If you want to add
multiple words as one entry, select the entire phrase.
2) Choose Insert > Indexes and Tables > Entry to display a dialog similar to that shown in
Figure 359. When the dialog opens, the selected text appears in the Entry text input box.
You can accept the word or phrase shown, or change it to whatever you want.
3) Click Insert to create the entry.
You may of course open the dialog before selecting text, and then select the text required. After
selecting the text, click on the dialog to enter the text into the Entry text input box.
Note A cursor placed immediately before the first character of a word, or immediately after
the last character of a word if it is followed by a space, counts as being in that word.
See “Customizing index entries” below for an explanation of the fields on this dialog.
You can create multiple entries without closing the dialog. For each one:
1) Click at the location in the document that you want to index.
2) Click again on the dialog.
3) Change the entry if needed, and click Insert.
4) Repeat steps 1–3 until you have finished with the entries, then click Close.
358 LibreOffice 4.2 Writer Guide

Figure 359: Inserting an index entry
Note
If field shading is active (see Tools > Options > LibreOffice > Appearance >
Text Document > Field shadings), when a selected word or phrase has been
added to the index, it is shown in the text with a gray background. If the text of an
index entry has been changed from the text of the word selected, the index entry is
marked by a small gray rectangle at the start of that word.
Tip You can also open the Insert Index Entry dialog by clicking the Entry icon on the
Insert toolbar, as shown in Figure 360.
Figure 360: Entry icon on Insert toolbar
Creating an alphabetic index quickly
Now that you have some index entries, you can create the index.
Although indexes can be customized extensively in Writer, most of the time you need to make only
a few choices.
To create an index quickly:
1) Click in the document where you want to add the index and click Insert > Indexes and
Tables > Indexes and Tables.
2) In the Type box on the Index/Table page (Figure 361), select Alphabetical Index.
3) In the Options section, you may want to uncheck Case sensitive (so that capitalized and
lower-case words are treated as the same word) and uncheck Combine identical entries
with p or pp.
4) Click OK. The result will be a typical index.
Writer does not update an index automatically. If you add, delete, or change the text of index
entries, you need to update the index. To do this, follow the steps outlined in “Updating a table of
contents” on page 357.
Chapter 12 Tables of Contents, Indexes, and Bibliographies 359

Customizing index entries
Below is a brief explanation of the fields in the Insert Index Entry dialog (Insert > Indexes and
Tables > Entry) and how to use them.
Index
The type of index this entry is for. The default is Alphabetical Index, but you can use this field
to create extra entries for a table of contents or user-defined indexes or lists of almost anything.
For example, you might want an index containing only the scientific names of species
mentioned in the text, and a separate index containing only the common names of species.
See “Other types of indexes” on page 366.
Entry
The word or phrase to be added to the selected index. This word or phrase does not need to
be in the document itself; you can add synonyms and other terms that you want to appear in
the index.
1st key
An index key is an entry that has no associated page number and has several subentries that
do have page numbers. Using keys is a useful way of grouping related topics. (See “Example
of using an index key” below.)
2nd key
You can have a three-level index, where some of the first-level keys have level-2 entries that
are also keys (without page numbers). This degree of index complexity is not often necessary.
Main entry
When the same term is indexed on several pages, often one of those pages has more
important or detailed information on that topic, so you want it to be the main entry. To make the
page number for the main, or most important, entry stand out, select this option and then define
the character style for the page number of a main index entry to be bold, for example.
Apply to all similar texts
Select this option to have Writer automatically identify and mark any other word or phrase that
matches the current selection. The Match case and Whole words only options become
available if this option is selected. Use this option with care, as it may result in many unwanted
page numbers (for minor uses of a word) being listed in the index.
Example of using an index key
An index key is a primary entry under which subentries are grouped. For example, you might want
to create a grouping similar to this:
LibreOffice
Calc...........10
Impress......15
Writer...........5
In this example, LibreOffice is the 1st key. The subentries (with the page numbers showing) are the
indexed entries. To insert an index entry for the topic Writer, on the Insert Index Entry dialog
(Figure 359 on page 359), type Writer in the Entry box and LibreOffice in the 1st key box.
Customizing the appearance of an index
To customize an existing index, right-click anywhere in the index and choose Edit Index/Entry
from the context menu.
360 LibreOffice 4.2 Writer Guide

The Insert Index/Table dialog (Figure 361) has five pages. Any or all of them can be used to
customize the appearance of an index.
•Use the Index/Table page to set the attributes of the index.
•Use the Entries and Styles pages to format the entries in the index.
•Use the Columns tab to put the index into more than one column.
•Use the Background tab to add color or a graphic to the background of the index.
The preview box, located on the left-hand side of the dialog, shows as you work how the index will
look. (If you do not see the preview box, select Preview in the lower right-hand corner of the
dialog.)
After making your changes, click OK to save the index so it appears in your document.
Note
The preview box only shows the appearance from settings made on the Index/Table,
Entries and Styles pages. The Columns and Background pages each have their own
preview panes.
Index/Table page
Use the Index/Table page to set the basic attributes of the index.
Figure 361: Index/Table page of Insert Index/Table dialog
1) To give the Index a different title, type it in the Title field. To delete the title, clear the Title
field.
2) Be sure the type of index is set to Alphabetical Index.
3) To prevent the index from being changed accidentally, select Protected against manual
changes. If this option is selected, the index can only be changed using the right-click
menu, or the Insert Index/Table dialog. If the option is not selected, the index can be
changed directly on the document page, just like other text, but any manual changes to an
index are lost when you update it.
Chapter 12 Tables of Contents, Indexes, and Bibliographies 361

4) From the drop-down list in the Create index/table section, select Entire document. You
can also choose to create an index for just the current chapter.
5) Various other options determine how the index handles entries:
•Combine identical entries. Defines how identical entries are dealt with. Normally
each page number of an indexed word or phrase will be shown in the index; however
these can be combined using the Combine identical entries with p or pp. If you
want a page range displayed, select Combine with – (which will produce something
similar to 23–31). If you want different entries based on what letters are capitalized,
select Case sensitive.
•AutoCapitalize entries. Automatically capitalizes the first letter of each entry
regardless of how they show within the document itself.
•Keys as separate entries. For the keys to have their own page numbers, select this
option.
•Concordance file. Enables a list of words in an external file to be imported (select
using the File button) and then used within the index. The concordance file has a
special file format; for further information, refer to concordance file in Help >
LibreOffice Help. Using a concordance file can speed up production of an index, but
unless the words are very carefully selected and you edit the index afterwards, the
resulting index can be full of entries for minor mentions of a term, making it less useful
than a more selective index.
•Sort. Defines how the entries are sorted when displayed. The only option is
alphanumeric, but you can define which language alphabet will be used.
Entries page
Use the Entries page to set exactly how and what will be displayed for each of the entries. The
page is similar to Figure 362. Note that hyperlinking from the index to the location of entries in the
text is not available.
Figure 362: Entries page for creating an alphabetical index
362 LibreOffice 4.2 Writer Guide

To begin, in the Level column select the index level whose elements you want to format. Level “S”
refers to the single letter headings that divide the index entries alphabetically when the
Alphabetical delimiter option is selected in the Format section. (You will be able to apply your
changes to all index levels later.) The Structure line displays the elements for entries in that level.
Each button on the Structure line represents one element:
•The E button represents the entry text.
•The T button represents a tab stop.
•The # button represents the page number.
•The CI button represents chapter information. This is not present by default, but can be
added by selecting the Chapter info button.
Each white field on the Structure line represents a blank space. You can add custom text if you
desire.
Adding elements
To add an element to the Structure line:
1) Place the cursor in the white field to the left of where you want to insert the element.
2) Click one of the active buttons below the Structure line. (For example, to add a tab stop,
click the Tab stop button.) A button representing the new element appears on the Structure
line.
3) To add custom text, click in the white space at the position you want to insert it, and type
the text. Don't forget a trailing space.
Changing elements
To change an element in the Structure line, click the button representing that element and then
click the element that you want to substitute it for in the row of buttons just below the Structure line.
For example, to change entry text to a tab stop, click the E button on the Structure line (it shows
then as being pressed) and then click the Tab stop button in the row of available elements.
Deleting elements
To delete an element from the Structure line, click the button that represents that element and then
press the Delete key on your keyboard. For example, to delete a tab stop, click the T button and
then press the Delete key (Function+Delete on a Mac).
Chapter Info
This button inserts chapter information, such as the chapter heading and number. The information
to be displayed is selected from the Chapter entry box menu. This data is determined in the
Outline Numbering dialog (Tools > Outline Numbering).
Applying character styles
Each of the items that can be added to the Structure line may be given additional formatting. For
example, you may want the page number to be a different size from the rest of the index text. To
do this, apply a character style to one of the elements in the Structure line.
To apply a character style to an element:
1) On the Structure line, click the button representing the element to which you want to apply
a style.
2) Select the desired style from the Character Style drop-down list. Writer applies the style to
the selected element.
To view or edit the attributes of a character style, select the style from the Character Style drop-
down list and then click the Edit button.
Chapter 12 Tables of Contents, Indexes, and Bibliographies 363

Formatting entries
Apply additional formatting using the options in the Format section.
•Alphabetical delimiter. This separates the index entries into blocks that start with the
same first letter, using that letter as a header. For example, if your index begins:
apple, 4
author, 10
break, 2
bus, 4
then selecting this option will give you:
A
apple, 4
author, 10
B
break, 2
bus, 4
•Key separated by commas. Arranges the entries in the index on the same line but
separated by commas.
•Tab position relative to Paragraph Style indent. When checked, entries are indented
according to the settings of their individual formats. Where a paragraph style with an indent
on the left is in use, tab stops will be relative to this indent. If this option is not selected, tab
stops will be relative to the left margin position.
Styles, Columns and Background pages
Refer to “Styles page” on page 354 and “Background page” on page 355 for detailed information
on these pages.
Columns page
Use the Columns page (Figure 363) to change the number of columns for the index.
Figure 363: Columns page of the Insert Index/Table dialog
364 LibreOffice 4.2 Writer Guide

Adding multiple columns
To display the index in more than one column:
1) Either enter the number of columns desired in the box labeled Columns or select the icon
representing the number of columns.
2) To evenly distribute the columns according to the page width, check the AutoWidth box. If
it is unchecked, you can manually set each of the following:
•Width of each of the columns
•Spacing between the columns
3) You can choose to have a separator line between the columns:
•Style: The default is None, or select from three choices of line style.
•Width: The width (thickness) of the line. The default is 0.25pt.
•Height: The height of the line, as a percentage of the full column height. The default is
100%
•Position: Position of the line relative to the columns (top, centered, or bottom) if the
height is less than 100%.
•Color: Allows the color of the separator line to be set.
To modify the appearance of an index:
1) Right-click anywhere in the index.
2) From the context menu, choose Edit Index/Table. The Insert Index/Table dialog opens and
you can edit and save the index using the five tabs described in the previous section.
To update or delete an index, right-click anywhere in the index and select Update Index/Table or
Delete Index/Table as required.
Once you have added the initial entries, you can make some amendments. You can view and edit
these using the following steps:
1) Ensure that field shading is active (View > Field shadings or Ctrl+F8), so you can locate
index entries more easily.
2) Place the cursor in the field shading of an existing index entry in the body of your document
and select Edit > Index Entry. In the case of a changed-text entry, the field shading is
immediately before the word. Placing the cursor immediately before a word marked as a
text entry will satisfy both selection criteria. Alternatively, right-click at those positions and
from the context menu select Index Entry.
3) A dialog similar to Figure 364 appears. You can move through the various index entries
using the forward and back arrow buttons. If there is more than one entry for a single word
or phrase, a second row of buttons with a vertical bar at the point of the arrow head is
displayed allowing you to scroll through each of these entries.
4) Make the necessary modifications or additions to the index entries, and then click OK.
Chapter 12 Tables of Contents, Indexes, and Bibliographies 365

Figure 364: Viewing and editing index entries
An alphabetical index is not the only type of index that you can build with Writer. Other types of
indexes supplied with Writer include those for illustrations, tables, and objects, and you can even
create a user-defined index. This chapter does not give examples of all the possibilities.
To create other indexes:
1) Place the cursor where you want the index created.
2) Select Insert > Indexes and tables > Indexes and tables from the menu bar.
3) On the Insert Index/Table dialog, in the Type drop-down list, select the index wanted.
4) Modify the various pages, which are very similar to those discussed in previous sections.
5) Select OK when everything has been set.
Example: Creating an index of figures
Creating an index (list) of figures or tables is easy if the figure captions were created using Insert >
Caption or manually using a number range variable as described in Chapter 14, Working with
Fields.
1) On the Insert Index/Table dialog, in the Type drop-down list, choose Illustration Index.
You can change the title of the index to something else; we have used Table of
Figures as our title.
2) Be sure Captions is selected in the Create from section, and choose the category of
caption. The default for Category is Illustration; in our example we have used Figure for the
figure captions.
(The category Figure is not supplied with LibreOffice; however, if you have defined it when
creating a caption in your document, it will appear on this list. See Chapter 8, Working with
Graphics, for more about creating captions.)
3) Under Display, you can choose References (to include the category, number, and caption
text), Category and Number, or Caption Text. We have chosen References.
4) The other pages of this dialog are similar to those described for tables of contents.
366 LibreOffice 4.2 Writer Guide

Figure 365: Creating other types of indexes
5) Click OK. The result is shown below.
Figure 366: Resulting index of illustrations
A bibliography is a list for displaying references used throughout a document. These references
are either stored in a bibliographic database or within the document itself.
This section shows you how to:
•Create a bibliographic database; add and maintain entries.
•Add a reference into a document.
•Format the bibliography.
•Update and edit an existing bibliography.
Creating a bibliographic database
For most of this section, the database table used is the sample one that comes with Writer. For
information on creating a new table in the bibliographic database, see Chapter 8, Getting Started
with Base, in the Getting Started guide.
Chapter 12 Tables of Contents, Indexes, and Bibliographies 367

Although you can create references within the document itself, creating a bibliographic database
allows reuse in other documents and saves a lot of time.
Select Tools > Bibliography Database. The Bibliography Database window similar to that in
Figure 367 opens. The upper part of the page shows all of the records, in a table layout similar to
that of a spreadsheet. The lower part of the page shows all the fields of the selected record.
Figure 367: Bibliography Database main window
Filtering records
To set up a filter for specific records within the bibliographic database, select Tools > Filter from
the Bibliographic Database menu bar. On the Standard Filter dialog (Figure 368), choose the fields,
conditions and values for the filter and click OK.
Figure 368: Setting up a filter for the bibliographic database
368 LibreOffice 4.2 Writer Guide

Changing column details
To change the details of columns in the bibliographic database, select Edit > Column
Arrangement from the menu bar, or click the Column Arrangement button near the top of the
window (see Figure 367). The Column Layout for Table biblio dialog (Figure 369) is displayed. This
allows you to change which fields are allocated to which columns. As an example, you can select
to have Author data go into the Identifier column, by changing the destination in the drop-down list.
The Short name data column destination sets to None automatically, as you can't set duplicate
destinations for data.
Figure 369: Changing column layout for bibliographic database
Changing the data source
To change the data source in use (for example, if you have more than one bibliographic database
for different purposes), select Edit > Choose Data Source from the menu bar, or click the Data
Source button near the top of the window. The Choose Data Source dialog (Figure 370) is
displayed.
Figure 370: Choosing a different data source for the bibliographic database
Changing field details
You can make changes to the bibliography database (for example, rename fields or change the
length of fields) by doing the following:
1) In the main document (not the Bibliography Database window), press F4 or click View >
Data Sources to open the data source window, similar to Figure 371.
Chapter 12 Tables of Contents, Indexes, and Bibliographies 369

Figure 371: Data Source view of Bibliography database
2) Make sure that the Bibliography database is selected as well as the correct table. You may
have to expand some levels to be able to select the correct ones.
3) Right-click on the table entry (biblio in the example) and select Edit Database File from
the context menu. This opens a window similar to Figure 372, which is the main menu for
Base, the database component of LibreOffice.
Figure 372: Main window for working with databases
4) If Tables (in the Database section) is not selected, select it now.
5) Right-click on the biblio table name in the Tables section and select Edit from the context
menu to display the Table Design window similar to that shown in Figure 373.
6) You can now select each of the fields. You can select the text in the Field Name cell and
change the entry as required. Clicking in the Field Type cell, allows you to open a selection
menu to change the data type in that cell. In the Field Properties section, the data
properties can be modified. For each data field selected, an explanation of that field
appears in a window to the right of the section.
7) When finished, you will be asked to confirm that you want the changes saved.
Note For more information on how to use LibreOffice’s database features, see Chapter 8,
Getting Started with Base, in the Getting Started guide.
370 LibreOffice 4.2 Writer Guide

Figure 373: Modify table properties window
Adding entries to the database
Use the Bibliography Database dialog (Tools > Bibliography Database) to add entries to the
database:
1) You can add records directly into the database using the fields in the lower section of the
dialog shown in Figure 367 on page 368.
2) Select Insert > Record from the menu bar of the Bibliography Database dialog, or click the
Insert Record icon ( ) to the left of the horizontal scroll bar.
3) Enter a name for the entry in the Short Name box. Complete other fields as required. Use
the Tab key to move between fields.
It is best to use a unique name in the Short name field. This field is used when inserting
entries into documents.
4) To complete the entry, move to the last field and press Tab once more.
If your document requires [Author, date] style citations, use the Short name field of the database to
record the information in the required format.
Maintaining entries in the database
To maintain entries in the database, use the Bibliography Database dialog (Tools > Bibliography
Database). Click on the appropriate record and modify the fields as appropriate.
Modified entries are saved automatically to the database when the cursor moves off the record.
Chapter 12 Tables of Contents, Indexes, and Bibliographies 371

Adding references (citations) into a document
Writer supports two methods of adding references to your document:
•From a bibliography database, such as the one built in to Writer.
•Directly from the keyboard when you may have documents in front of you.
Entering references from a database
To add references from the bibliographic database into a document:
1) Place the cursor where you want the reference to appear.
2) From the main menu, choose Insert > Indexes and Tables > Bibliographic Entry.
3) In the Insert Bibliographic Entry dialog, choose From bibliography database at the top of
the dialog.
Figure 374: Inserting bibliographic entries into a document
4) Select the reference from the Short name drop-down list near the bottom of the dialog. The
Author and Title of the selected reference are shown in the middle of the dialog, to help you
verify that it is the reference you want.
5) To insert the reference into the document, click Insert.
6) You can keep the dialog open and insert another reference into the document; you don’t
need to close and reopen it.
7) When you have finished inserting all the references, select Close.
Entering references from documents
You may choose to enter your bibliographic entries directly into the document, instead of from an
external database. For example, you may not be working on your own computer.
Click in the document where you want to add the entry.
1) Select Insert > Indexes and Tables > Bibliography Entry.
2) In the dialog that opens, select the From document content option.
a) Select New.
b) In the Define Bibliography Entry dialog, complete all the fields which are relevant to
your entry. Type a unique name in the Short name text entry box, because the Insert
Bibliography Entry dialog uses this entry for the citation.
c) An entry must be selected from the menu in the Type input box in order to enable the
OK button.
d) Click OK when all the fields wanted are completed.
372 LibreOffice 4.2 Writer Guide

e) Click Insert to add the Short name field to the document
f) Click in each location you wish to add an entry and repeat this sequence
3) Click Close.
You may of course re-use an entry in your document, by restarting the sequence above, and then
selecting the Short name required, from the current list of entries, instead of selecting to add a new
entry
Editing a reference
You can edit a reference in the following manner:
1) Right-click on the entry (the cursor then displays to the left of the entry).
2) From the context menu which opens, select Bibliography Entry.
The Edit Bibliography Entry dialog opens, similar to below.
Figure 375: Edit the citation entry
3) To quickly edit only the Short name, click on the text box, alter the entry and then click
Modify. The dialog saves the change and closes.
4) To edit more of the entry, click on Edit to open the Define Bibliography Entry dialog similar
to the graphic shown below (Figure 376).
5) You can change the citation to attribute by choosing a different Short name from the drop-
down list.
6) Make any changes required and then click OK to return to the dialog of Figure 375.
7) If you are satisfied with your changes, click Modify to accept the changes and exit the
dialog.
Whatever the source of the citation, the modified references are stored in the document. If the
source was a bibliography database, that database remains unmodified.
Chapter 12 Tables of Contents, Indexes, and Bibliographies 373

Figure 376: The editable fields
Creating the bibliography
To create the bibliography:
1) Place the cursor at the point where you wish to insert the bibliography.
2) Select Insert > Indexes and Tables > Indexes and Tables and change the Type to
Bibliography, to display a dialog similar to that shown in Figure 377.
The Insert Index/Table dialog has five pages.
Index/Table page
Writer supports two ways of displaying references (citations) in the text of a document:
•Using the text recorded in the Short name field of each bibliographic entry, for example
[GUR00].
•By numbering the referenced documents in the sequence they occur in the text, for
example [1].
Tip To specify which citation style is used in the document, use the Index/Table page
on the Insert Index/Table dialog, described on page 375.
Formatting the bibliography involves choices made in two places:
•Insert Index/table dialog (covered in this section)
•Bibliography 1 paragraph style (see page 377)
The basic settings are selected on this page.
1) To give the bibliography a title, enter it in the Title field. (A title is not required.)
2) You can protect the bibliography from being changed accidentally, by checking Protected
against manual changes. If this option is selected, the bibliography can only be changed
374 LibreOffice 4.2 Writer Guide

using the right-click menu or the Insert Table/Index dialog. If the option is not selected, the
bibliography can be changed directly on the document page, just like other text, but any
manual changes will be lost when you update the bibliography.
Figure 377: Inserting a bibliography
3) To have the bibliographic entries (citations) numbered within the body of the document (for
example, [1], [2]...), select Number entries. If, however, you wish to have the Short name
field contents (from the database) appear in the document, deselect this option.
4) Select the type of brackets that you want for the referenced entries shown within the body
of the document.
5) Define the sorting you require. Currently only alphanumeric sorting is supported. Sorting by
the sequence that entries appear in the text is done on the Entries page.
Entries page
The structure of this page (see Figure 378), is similar to that for tables of contents and for indexes.
Each type of source that you use when creating your document will have its own unique works
cited format. The Modern Language Association (MLA) documentation format sets out the
recommended order for these citations. For example, see http://www.mattawanschools.org/.
You can define how the entry will appear, based on its source, by selecting from the Type list of
entries, or simply apply the same format to all entries by selecting the All button.
Each entry in the Type list has a default structure format.
The Structure of the entry is based on the fields available in the bibliographic database. The ones
shown by default for Article in the Type list are:
Sh – Short name
Au – Author
Ti – Title
Ye – Year
Chapter 12 Tables of Contents, Indexes, and Bibliographies 375

Note
In this current release of LibreOffice Writer, version 4.0.2, only Book from the Type
list is editable. Although you can add and remove items from the structure line for
other types, as described in the instructions below, it has no effect on the index
created. The index will be created with the default entries shown above. Bug 63511.
To remove elements from the Structure line, click the element then click the Remove button.
To add an element, click in the Structure line where it is to be inserted. Select either the Tab stop,
or an element in the drop-down list to the left of the Insert button, and then click Insert. The
elements in the drop-down list are those fields found in the Bibliography Database.
All the elements on the Structure line can be formatted using the Character Style selection list.
To determine how entries are sorted, modify the Sort by options. To sort by the sequence that
entries appear in the text, choose Document position. To sort alphanumerically, choose Content.
Use Sort keys to group similar references.
Figure 378: Entries page for bibliographies
Styles, Columns and Background pages
Refer to “Styles page” on page 354, “Columns page” on page 364 and “Background page” on page
355 for detailed information on these pages.
Generating the bibliography
To generate the bibliography so that it appears in your document, click OK. The Insert Index/Table
dialog closes and the bibliography appears in your document.
376 LibreOffice 4.2 Writer Guide

Defining the paragraph style for the bibliography
You can modify the Bibliography 1 paragraph style to suit your requirements. For example, to
number the entries in the bibliography list, you need to define a numbering style and link that
numbering style to the Bibliography 1 paragraph style. To do this:
1) On the Styles and Formatting window, click on the List Styles icon. You can either define a
new list style or modify one of those supplied. In this example, we will modify the
Numbering 1 style. Right-click on Numbering 1 and choose Modify from the context menu.
2) On the Numbering Style dialog, go to the Options page. In our example we want to have
the numbers enclosed in square brackets. To do this, type [ in the Before box and ] in the
After box, as shown in Figure 379.
Figure 379: Specifying square brackets before and after the number in a list
3) Now go to the Position page of the Numbering style dialog. In the Spacing to text box,
specify how much indentation you want for the second and following lines of any item in the
bibliography list of your document. Often you will need to experiment a bit to see what is
the best setting. In our example (Figure 380), we have chosen 1 cm.
Figure 380: Setting the spacing between the margin and the text
Chapter 12 Tables of Contents, Indexes, and Bibliographies 377

4) Click OK to save these settings and close the Numbering Style dialog. Return to the Styles
and Formatting window, click on the Paragraph Styles icon, choose All Styles from the
list at the bottom of that window, then right-click on Bibliography 1 and choose Modify.
5) On the Paragraph Style dialog, go to the Outline & Numbering tab and select Numbering
1 from the drop-down list. (See Figure 381.) Click OK to save this change to the
Bibliography 1 paragraph style.
Figure 381: Applying a numbering style to a paragraph style
Now when you generate the bibliography, the list will look something like the one shown below for
a book after removing elements from the structure line (the Short name and colon, for example).
Figure 382: Result of changing settings for Bibliography 1 paragraph style
Updating, editing and deleting an existing bibliography
Right-click anywhere in the bibliography. Then, in the context menu which opens:
•Select Update Index/Table to update the bibliography.
•Select Edit Index/Table to open the Insert Index/Table dialog so you can edit and save the
table.
•Select Delete Index/Table to delete the table without a confirmation request.
Tools for working with bibliographies
If you find Writer’s bibliography feature too limited, try Bibus (http://bibus-biblio.sourceforge.net/
wiki/index.php/Main_Page) or Zotero (http://www.zotero.org/). Both programs are free and open
source and are reported to work well with Writer.
378 LibreOffice 4.2 Writer Guide

Chapter 13
Working with Master
Documents

Why use a master document?
A master document (*.ODM) can be considered as a container that joins separate text documents
(*.ODT) into one larger document, and unifies the formatting, table of contents (TOC), bibliography,
index, and other tables or lists. Master documents are typically used for producing long documents
such as a book, a thesis, or a long report.
A master document is especially useful in these situations:
•When graphics, spreadsheets, or other material cause the file size or number of pages to
become quite large; writing, reviewing, and editing may be easier when done on subsets of
the full document.
•When different people are writing different chapters or other parts of the full document.
•When files will be published as stand-alone documents as well as becoming part of a larger
document. The chapters of this Writer Guide are an example of this.
•When subdocuments are used in more than one final document.
You can use several methods to create master documents. Each method has its advantages and
disadvantages. Which method you choose depends on what you are trying to accomplish. The
different methods are described in this chapter, along with suggestions on when to use each one.
Tip
A master document is not always the best method to use in any of the situations
given above. You may find that an ordinary document (.ODT) containing sections
linked to other files may do the job just as well. For more about using sections to
combine files, see Chapter 4, Formatting Pages.
Styles in master documents and subdocuments
A stand-alone document becomes a subdocument when it is linked into a master document. A
document can be used as a subdocument in several master documents. Each master document
may have different style definitions (font, type size, color, page size, margins, and so on), which
affect the appearance of the final document, but the individual documents retain their original
characteristics.
The relationship between styles in a master document and its subdocuments is as follows:
•Custom styles used in subdocuments, such as paragraph styles, are automatically
imported into the master document.
•If more than one subdocument uses a custom style with the same name (for example,
myBodyText), then only the one in the first subdocument to be linked is imported into the
master document.
•If a style with the same name exists in the master document and in the subdocuments (for
example, Default Style), then the style is applied as defined in the master document.
•The styles in the subdocuments are only changed in the master document, so when a
subdocument is opened for editing the original styles are not affected.
Tip
If you use the same document template for the master document and its
subdocuments, the subdocuments will look the same when they are loaded into
the master document as they do when viewed as individual files. When you modify
or create a style, make the change in the template (not in the master document or
any of the subdocuments). Then when you reopen the master document or a
subdocument, the styles will update from the template.
380 LibreOffice 4.2 Writer Guide

Creating a master document: scenarios
Which you choose from the three most common scenarios for creating a master document
depends on the current state of your document:
•You have one existing document (a book) that you want to split into several subdocuments
(chapters) that will be controlled by the master document.
•You have several existing documents (chapters) by one or more authors that you want to
combine into one book, controlled by the master document.
•You have no existing documents but intend to write a long book containing several
chapters, possibly by multiple authors.
We will look at each of these scenarios in turn.
Splitting a document into master and subdocuments
When you have one existing document that you want to split into a master document and several
subdocuments, you can have Writer split the document automatically at headings with an outline
level of your choice.
Although this method is quick and easy, some cleanup work may be necessary:
•The page style of the first page (and possibly all pages) in each subdocument reverts to
Default Style. If you are using custom page styles and you want the subdocuments to use
the same page layout, whether part of the master document or standalone, you will need to
reapply at least the first page style.
•The automatically generated file names for the subdocuments are maindocnameX.odt,
where X is 1, 2, 3, and so on. If you have a Preface or other “chapter” starting with a
Heading 1 before Chapter 1, the file names will not directly correspond to the chapter
numbers. You may wish to rename the subdocuments; see “Adding, deleting, or renaming
subdocuments” on page 391.
•If the original document is associated with a template, the .ODM file will also be associated
with that template, but the subdocuments will not. The subdocuments will inherit the styles
in the original document, but their association with the template will be lost.
How to do it:
1) Open the document and choose File > Send > Create Master Document.
2) On the Name and Path of Master Document dialog (Figure 383):
a) Navigate to the folder where you want to save the master document and its
subdocuments (or create a new folder).
b) Type a name for the master document in the File name box.
c) In the separated by: list , choose the outline level where the file should be split into
subdocuments. Usually this is Outline: Level 1 for a chapter heading, but your
document may be structured differently. For more information about outline levels, see
“Defining a hierarchy of headings” in Chapter 6, Introduction to Styles.
d) Leave the Automatic file name extension option selected, and click Save to split the
document into subdocuments and create the master document.
If you selected Outline: Level 1 and the paragraph style at that level is Heading 1, each of the
subdocuments begins with a Heading 1 paragraph.
Chapter 13 Working with Master Documents 381

Figure 383: Splitting a document into master and subdocuments
Combining several documents into a master document
When you have several existing documents, you can combine them into one document controlled
by a master document.
This method works best when all of the documents were created from the same template, but you
can also use it when the documents have been created from different templates. This method is
especially useful when the subdocuments are created or maintained by multiple writers. For
example, you might be creating an anthology of short stories, a book of symposium papers or
compiling a set of separate widget test results with a standard company front page.
How to do it:
We will go with the widget test results scenario as a very simple example.
1) Open the test results front page document being used as the master document. To avoid
creating too many subdocuments from this document when it is converted to a master
document, have only one level 1 heading present. If there are more, temporarily change
them to lower level headings and note which they are (add, for example, an asterisk at the
end of each heading to remind you which have to revert to level 1 headings later).
2) Select File > Send > Create Master Document, name and save this master document
( see “How to do it:” on page 381 for full information).
Let us assume our original document was named FrontPage with a single Level 1 heading,
and that when we created the master document (ODM file) we named it TestFile.
The master document is a blank file containing only one section. This can be seen by
opening the ODM file and declining to update the links. Also created at the same time was
a subdocument named TestFile1, an ODT file containing the text from the FrontPage file.
When opening the ODM file and clicking Yes to update all links, this file is linked in to the
master document to provide the original content.
The original FrontPage file is left intact in its folder.
382 LibreOffice 4.2 Writer Guide

Figure 384: TestFile documents created from FrontPage
3) Open the master document and click Yes to update links. The master document opens with
the Navigator open by default (see “Using the Navigator“ on page 394 and “Step 6. Insert
the subdocuments into the master document“ on page 387 for more detailed information).
4) Click and hold on the Insert icon, move the cursor down to File and release the button.
Figure 385: Adding files to the master document
5) Navigate to the location of the test results files (Results1, Results2 and so forth). Select the
first file to insert, Results1 for example, and click Insert. The file is inserted above the
existing entry.
6) Click the Move Up icon to have the TestFile text above the Results1 text (file contents are
inserted above the selected file in the master document).
7) Repeat from step 4 as often as required. It does not matter which file is highlighted in the
master document when you insert the next one, just select the inserted file and use the
Move Up or Move Down icons to position it as required.
Figure 386: Moving subdocuments
8) To edit the master document, to perhaps add a widget serial number and a client's name, in
the master document right-click TestFile1 and select Edit from the context menu. Add the
required content to the file which opens, save and close the file (see “Editing a master
document“ on page 390 for more detailed information).
9) Select Tools > Update > Links from the Menu bar, or click and hold on the Update icon in
the Navigator and move the cursor to Links and release the button. All the edits in the
master document will now show.
Chapter 13 Working with Master Documents 383

Starting with no existing documents
When you start with no existing documents, you can set up everything the way you want from the
beginning. Follow these steps, in the order given. Each step is explained in detail in the following
subsections.
Step 1. Plan the project
Step 2. Create a template
Step 3. Create the master document
Step 4. Create subdocuments
Step 5. Add some pages to the master document
Step 6. Insert the subdocuments into the master document
Step 7. Add table of contents, bibliography, index
Step 1. Plan the project
Although you can make changes at most steps in this process, the more you can plan before you
start, the less work you will have to do to correct any problems later. Here are some things you
need to plan.
Parts of book or report required. What pages will be in the master document and what will be in
the subdocuments?
Consider as an example a book with the parts given in the table below.
Part Location
Title (cover) page In master document
Copyright page In master document
Table of contents (TOC) In master document
Preface (Foreword) Subdocument
Chapters 1 to 7 Subdocuments
Index In master document
Page, paragraph, character, frame, and numbering styles. Determine the styles you wish to
use. See Chapter 6, Introduction to Styles, and Chapter 7, Working with Styles, for instructions on
how to create or modify styles and examples of the use of styles in book design. Pay particular
attention to setting up headings using styles, as described in “Defining a hierarchy of headings” in
Chapter 6, Introduction to Styles.
Fields and AutoText entries, as required. See Chapter 3, Working with Text, and Chapter 14,
Working with Fields, for ideas.
One or more templates for master and subdocuments. If you are starting a new project, create
the master document and all the subdocuments from the same template. Not using the same
template can create style inconsistencies that could cause your document not to look as you
expect. For example, if two subdocuments have a style with the same name that is formatted
differently in each document, the master document will use the formatting from the first
subdocument that was added.
Page numbering. In our example, the pages are numbered sequentially from the title page. (The
title page style can be defined not to show the page number, but it will still count as page 1.)
Therefore the first chapter begins on a higher number page, for example page 5. To create a book
in which the page numbering restarts at 1 for the first chapter, you need to do some additional
work. See “Restarting page numbering” on page 389.
384 LibreOffice 4.2 Writer Guide

Step 2. Create a template
You can create your template from an existing document or template that contains some or all of
the page, paragraph, character, and other styles you want for this document, or you can create the
template from a blank document. For more about templates, see Chapter 10, Working with
Templates.
Be sure to use File > Save As Template when creating the template.
Note
A master document (.ODM) created from a template is associated with that
template, but the name of the template is not shown in the Document Properties
dialog (File > Properties) as it is for .ODT files. It can be added as a custom
property if you want to record it as a reminder.
Step 3. Create the master document
It does not matter in what order you create the master and subdocuments, and you do not have to
create all the subdocuments at the same time, when you are starting the project. You can add new
subdocuments at any time, as you need them.
Follow this process to create the master document:
1) Open a new document from the template you created in Step 2, by choosing File > New >
Templates, opening My Templates (or other location), then selecting the template you
created. Be sure the first page of this new document is set to the page style you want for
the first page of the final document; if it is not, change it. In our example, the style for the
first page is Title page.
2) If any text or page breaks came into this document from the template, delete the text. (The
TOC, index, and any fields in headers and footers can stay.)
3) Click File > Send > Create Master Document. Save the master document in the folder for
this project. We will return to this master document later. For now, you can either leave it
open or close it.
Note
Using File > New > Master Document will create a master document file (.ODM)
associated with the default template. If your document is, or will be, based on a
custom template, use the method described above.
Step 4. Create subdocuments
A subdocument is no different from any other text document. It becomes a subdocument only when
it is linked into a master document and opened from within the master document. Some settings in
the master document will override the settings in a subdocument, but only when the document is
being viewed, manipulated, or printed through the master document.
Create a subdocument in the same way as you create any ordinary document:
1) Open a blank document based on the project template (very important) by choosing File >
New > Templates, opening My Templates (or other location), then selecting the required
template.
2) Delete any unwanted text or other material that was brought in from the template, and set
the first page to the page style you specified for the first page of a chapter.
3) Click File > Save As. Give the document a suitable name and save it in the folder for this
project.
If you already have some of the chapters written, the files are probably not based on the template
you just created for this project. You will need to change the template attached to the existing files.
Chapter 13 Working with Master Documents 385

You can do this manually by opening the required template and copying and pasting content into
the blank template.
Step 5. Add some pages to the master document
To assist you, do the following:
•Make sure paragraph marks are showing. You can set them in Tools > Options >
LibreOffice Writer > Formatting Aids, or click the Nonprinting Characters icon on
the Standard toolbar or press Ctrl+F10.
•Show text boundaries, table boundaries, and section boundaries (Tools > Options >
LibreOffice > Appearance).
If your master document does not contain any required “front matter” such as a title page, copyright
page, or TOC page, add them now. The example in this section uses the sequence of page styles
given in “Step 1. Plan the project” on page 384.
1) Type the contents of the title page (or leave placeholders and fill in later). With the insertion
point in the last blank paragraph on the page, click Insert > Manual Break. On the Insert
Break dialog, select Page break and the page style for the second page (Copyright page in
our example), and leave the Change page number option deselected. Click OK.
Figure 387: Inserting a page break between the title
page and the copyright page
2) Type the contents of the copyright page (or leave placeholders). With the insertion point in
the last blank paragraph on the page, insert another manual page break, this time setting
the page style to Table of Contents page.
3) On the Table of Contents page, leave a blank paragraph or two or insert a TOC (Insert >
Indexes and Tables > Indexes and Tables). The TOC will not have any contents until you
add the subdocuments, but you should see a gray mark or box indicating its location. For
more about inserting and formatting TOCs, see Chapter 12, Tables of Contents, Indexes,
and Bibliographies.
Note Depending on the style definitions for the first paragraph (usually a heading) on the
Copyright and TOC pages, you may not need to insert manual page breaks.
386 LibreOffice 4.2 Writer Guide

Step 6. Insert the subdocuments into the master document
Now we are ready to add the subdocuments.
Tip
Subdocuments are inserted into a master document before the item highlighted in
the Navigator. If you insert the last subdocument first, and then insert the other
subdocuments before the last one, they will end up in the correct sequence without
the necessity of moving them up or down in the list.
1) Display the Navigator (click View > Navigator, or press F5, or click the Navigator icon .
2) Be sure the Navigator is showing the master view (see “Using the Navigator” on page 394).
Click on the Toggle icon at the upper left to toggle between regular and master views.
3) On the Navigator, select Text, then click and hold on the Insert icon, move the mouse
pointer down, and click File.
Figure 388: Inserting a subdocument into a
master document using the Navigator
A standard File Open dialog appears. Select the required file (which you created in Step 4)
and click Insert. This example uses 7 chapters and a preface; we will load Chapter 7 first,
as suggested in the Tip above.
The inserted file is listed in the Navigator before the Text item, as shown in Figure 389.
Figure 389: Navigator after inserting one subdocument
4) Because the Text section contains the title page and other material, highlight it and click the
Move Up icon to move it to the top of the list.
5) Highlight the subdocument you just inserted (Chapter 7), then click and hold on the Insert
icon, move the mouse pointer, and click File to insert the first subdocument; in this
example, Preface. Chapter 7 remains highlighted. Repeat with Chapter 1, Chapter 2, and
so on until all the subdocuments have been added to the list. The Navigator will now look
something like Figure 390.
6) Save the master document again.
Chapter 13 Working with Master Documents 387

Figure 390: The Navigator showing a series of files in a master document
Step 7. Add table of contents, bibliography, index
You can generate a table of contents, bibliography, or index for the book, using the master
document. You must insert these items into a text section in the master document. For more about
these document elements, see Chapter 12, Creating Tables of Contents, Indexes, and
Bibliographies.
Put the insertion point on the page in the first text section where the table of contents is to go and
choose Insert > Indexes and Tables > Indexes and Tables to create the table of contents.
If you do not have a Text section at the end of the master document, insert one before the last
subdocument, then move it down so it is after the last subdocument. Now, if you have included
bibliographic entries in your subdocuments, you can put the insertion point on the page in this last
text section where the bibliography is to go and create the bibliography.
If you have included index entries in your subdocuments, put the insertion point on the page in the
last text section where the index is to go and create the index.
Figure 391 shows the Navigator after addition of a TOC and index.
Figure 391: Navigator showing subdocuments, table
of contents, and index in a master document
388 LibreOffice 4.2 Writer Guide

Restarting page numbering
The example in the previous section showed a very basic collection of files with sequential page
numbering. This is useful for many documents, including e-books, but a typical printed book has
the following sequence of page numbers:
•No page numbers on cover page or copyright page
•Lower-case roman numerals in the front matter, starting with i
•Arabic numerals in the body of the document, starting with 1
•Page numbering sequential through the rest of the book
To set up a master document to produce such a book, you need to define a different paragraph
style for the heading of the first chapter and assign two special characteristics to it.
Example
Each chapter may start with a Heading 1 paragraph, set up on the Text Flow tab of the Paragraph
Style dialog to start on a new page (Figure 392). The Page number is set to 0, with the effect that
numbering continues from the number of the previous page.
Figure 392: Text Flow tab of Paragraph Style dialog for Heading 1
Look on the Outline & Numbering tab (Figure 393) of this dialog to see what outline level Heading
1 is assigned to. Usually this will be Outline Level 1. The level cannot be changed here because it
has been set in Tools > Outline Numbering.
Figure 393: Outline & Numbering tab of Paragraph Style dialog for Heading 1
Chapter 13 Working with Master Documents 389

Only one paragraph style can be assigned to Outline Level 1 through Tools > Outline Numbering.
However, you can assign additional paragraph styles to any outline level by using the Outline &
Numbering tab on the Paragraph Style dialog.
Therefore, you want to define a style called Heading 1 Chapter 1 that is identical in appearance to
Heading 1 but has one essential difference: on the Text Flow tab, set the Page number to 1 (Figure
394). Then, on the Outline & Numbering tab, set the Outline level to Level 1 (Figure 395). This
ensures that the heading will appear in the Table of Contents along with the other chapter
headings. (The Numbering Style for this heading is None, as it was not assigned an outline level
through the Outline Numbering dialog.
Now, assign the new style to the first paragraph of Chapter 1, and you’re done.
Figure 394: Set the page number to restart at 1 for this heading style
Figure 395: Assign the style to outline level
Editing a master document
After creating a master document, you may want to change its appearance or contents.
Changing the appearance of the master document
You can change the styles in the template as your project develops. Do not make changes to
styles in the master document or in any of the subdocuments—make those changes in the
template.
390 LibreOffice 4.2 Writer Guide

To update the master document (and all of the subdocuments) with changes to the template, just
open the master document. You will get two messages: first, to ask if you want to update all links;
and second, if you want to apply the changed styles. Answer Yes to both of these messages.
Editing subdocuments
You cannot edit a subdocument from within the master document. Instead, you must open the
subdocument, either by double-clicking on it in the master document’s Navigator, or by opening it
from outside the master document. Then you can edit it just as you would edit any other document.
If, while editing a subdocument, you want to make changes to the styles that apply to the master
document, follow the recommendations in “Changing the appearance of the master document”
above.
If you change the contents of any subdocument, you need to manually update the table of
contents, bibliography, and index from within the master document.
Adding, deleting, or renaming subdocuments
To add a subdocument, follow the method described in “Step 6. Insert the subdocuments into the
master document“ on page 387.
To delete a subdocument, right-click on its file name in the Navigator and choose Delete.
If you rename a subdocument by changing its file name, the next time you update links in the
master document, that subdocument will show up as a broken link (shown in red). You can fix this
by right-clicking on it in the Navigator, choosing Edit Link, and selecting the renamed file; however,
the file name shown in the Navigator does not change (only the link changes). This can be quite
confusing, so a better strategy is to delete the subdocument from the Navigator and then add the
renamed file.
Cross-referencing between subdocuments
The methods described earlier in this chapter are all most writers will need when using master
documents. However, you might want to include automatically updated cross-references between
subdocuments. This section describes how to do this.
The process to create cross-references between subdocuments is time consuming, but it works.
Preparing items as targets for cross-referencing
Before you can insert a cross-reference to anything that is not automatically shown on the
Cross-references tab of the Fields dialog, such as a heading, you must prepare or “set” that
heading as an item to be referenced. To do this, you can either use bookmarks or set references.
When you set references, be sure to select the entire text you want to use as the reference, such
as a heading or figure number. Keep a list of your names for the reference fields, and be sure each
name is unique. One way to keep track of this information is to save it in a separate file.
The field names are case-sensitive. You can check the field name by holding the cursor over the
referenced item. In our example (Figure 396), the heading has the field name word count.
Figure 396: Finding the field name for a heading
Chapter 13 Working with Master Documents 391

Using bookmarks
Bookmarks are listed in the Navigator and can be accessed directly from there with a single mouse
click. To insert a bookmark:
1) Select the text you want to bookmark. Click Insert > Bookmark.
2) On the Insert Bookmark dialog, the larger box lists any previously defined bookmarks. Type
a name for the new bookmark in the top box. Click OK.
Figure 397: Inserting a bookmark
Setting references
Open the subdocument in which you want to set references.
1) Click Insert > Cross-reference.
Figure 398: Setting text to be used as a target for a cross-reference
392 LibreOffice 4.2 Writer Guide

2) On the Cross-references tab of the Fields dialog (Figure 398), click Set Reference in the
Type list. The Selection list shows any references that have been defined. You can leave
this page open while you set many headings as references.
3) Click in the document and highlight the text of the first heading to be used as a target for a
cross-reference. Click on the Fields dialog. The text of the heading will appear in the Value
box in the lower right of the dialog. In the Name box, type some text by which you can
identify this heading.
4) Click Insert. The text you typed in the Name box now appears in the Selection list.
5) Repeat steps 3 and 4 as often as required, keeping a note of your references as needed.
6) Repeat for other subdocuments if wanted. Save and close.
Inserting the cross-references
1) Open the master document. In the Navigator, select a subdocument, right-click and choose
Edit from the context menu. The subdocument opens for editing.
2) In the subdocument, place the cursor where you want the cross-reference to appear. Click
Insert > Cross Reference.
3) On the Cross-references tab of the Fields dialog (Figure 399), select Insert Reference in
the Type list on the left hand side. The Selection list in the middle column shows only the
reference field names for the subdocument you are using, so ignore that list and check the
list you created manually in “Setting references”. Select Reference in the Insert reference
to list.
Figure 399: Fields dialog showing manual entry of field name
Chapter 13 Working with Master Documents 393

4) In the Name field in the lower right hand column, type the name of the reference you set in
the subdocument you are referring to. In our example, the reference is in Chapter 3, and its
name is word count.
5) Click Insert, type any text you want to appear between the reference and page number
(such as “on page”), and then insert another reference with Page from the Insert reference
to list. The cross-references will show an error as shown in Figure 400. When you hover
the mouse pointer over one of these fields, you will see the field name.
Figure 400: Viewing the field name
(You can turn on the display of field codes by clicking View > Field Names. The two error
fields shown in Figure 400 now look like Figure 401.)
Figure 401: Displaying field codes
6) After you have inserted all the cross-references required in the subdocument, save and
close it and return to the master document window.
Select Tools > Update > Links from the Menu bar, or click and hold on the Update icon in the
Navigator and move the cursor to Links and release the button. All the edits in the master
document will now show. Within the master document, navigate to the page of the subdocument on
which you inserted the cross-reference field. You should now see the text of the cross-reference
appear in the spot where you inserted it. If it does not work, save the master document, close it,
and open it again, updating the links.
Figure 402: Field contents visible
This technique also works if you open a subdocument directly in step 2 (that is, not from within the
master document) and insert a cross-reference field.
Using the Navigator
The Navigator is a very useful tool that helps you move quickly to specific parts of your document.
It also provides information about the content of the document and enables you to reorganize
some of the content. For example, if each chapter in your final book is a separate document, then
in the master document they can be reordered; the references are renumbered automatically and
the table of contents and index can be updated.
In Writer, the Navigator has two distinct forms. One form is used in ordinary text documents and
the other in master documents.
394 LibreOffice 4.2 Writer Guide

In an ordinary text document, the Navigator displays lists of the graphics, tables, index entries,
hyperlinks, references, and other items in the document, as shown on the left hand side of Figure
403. Click the indicator (+ sign or triangle) by any list to display the contents of the list. You can
double-click an entry in the Navigator and jump immediately to that place in the document.
In a master document, you can toggle between the regular and master views by clicking on the
Toggle icon at the upper left. In the master view, the Navigator lists the subdocuments and text
sections, as shown on the right hand side of Figure 403. The use of the Navigator in a master
document is covered in more detail later in this chapter (see “Step 6. Insert the subdocuments into
the master document” on page 387 and “Cross-referencing between subdocuments” on page 391).
Figure 403: The Navigator for a text document (left) and for a master document (right)
Creating one file from a master document and its
subdocuments
Master documents are .odm files containing linked subdocuments, which are in .odt format.
Although linked files are very useful when writing and editing a large document such as a book,
sometimes you might need to have a copy of the entire book in one file.
To export a master document to a .odt file (without affecting the original .odm file):
1) Open the master document. Choose File > Export from the menu bar.
2) On the Export dialog (Figure 404), type a name for the exported .odt file and choose ODF
Text Document (.odt) from the File format list (it should be the default choice). Click
Export. This step creates from the .odm file, a write protected .odt file, with each
subdocument in a separate section.
Chapter 13 Working with Master Documents 395

Figure 404: Exporting a master document to an Open Document Text (.odt) file
3) Close the master document and open the new .odt file, updating all links.
4) To break the links and remove the write protect, go to Format > Sections, select the first
item in the Section list, then press Shift+click on the last item in the list in order to select all
the items in the list. Deselect both the Link in the Link section and Protected in the Write
protection section.
5) Click OK.
6) If you wish to eliminate some or all of the sections to have a plain text document, select the
sections you wish to remove, and click Remove. The contents of those sections remain in
the document; only the section markers are removed. Click OK.
Problem solving: Anchoring pictures to a page
Some combinations of choices do not work together, and some techniques that affect master
documents are not at all obvious. This section describes one problem and what to do about it.
The problem
A picture (graphic) anchored “to page” in a subdocument is not displayed in the master document
although it always appears correctly in the subdocument.
Because the master document reorganizes the page flow, page numbers, and cross-references
when it collates all the subdocuments together, the absolute reference to a page X in a
subdocument is lost in the master document. The picture loses its anchor reference and simply
disappears.
The solution
To avoid this problem but keep pictures positioned precisely on a particular page, anchor the
pictures as follows:
1) Right-click on the picture and choose Picture from the context menu.
2) On the Type tab of the Picture dialog (Figure 405), set the anchor to To character or To
paragraph.
3) Under Position, choose suitable horizontal and vertical references to the page. Click OK to
save the changes.
396 LibreOffice 4.2 Writer Guide

Figure 405: Anchoring a graphic and setting its position on a page
Chapter 13 Working with Master Documents 397


Chapter 14
Working with Fields

Introduction to fields
Fields are extremely useful features of Writer. They are used for a variety of purposes; for
example, data that changes (such as the current date or the total number of pages) or might
change (the name of a product or book under development), user-defined numbering sequences,
automatic cross-references, and conditional content (words or paragraphs that are visible or
printed in some conditions but not others). Index entries are also fields.
This chapter describes some common uses of fields. A full discussion of fields and their use is
beyond the scope of this book. Power users can find more details in the application Help.
Tip
Fields have a gray background when viewed on screen, unless you have
deselected the Field shadings option or changed the color of field shadings on
the Appearance page of the Tools > Options > LibreOffice dialog. This gray
background does not show when you print the file to hard copy or PDF.
To turn field shadings on or off quickly, choose View > Field Shadings or press
Ctrl+F8.
Quick and easy field entry
You can quickly insert common fields into your document by choosing Insert > Fields from the
menu bar and selecting the required field from the list, as shown in Figure 406.
Figure 406: Inserting common fields
Using document properties to hold metadata and information
that changes
The Properties dialog (File > Properties) for a document has six tabs. The information on the
General page and the Statistics page is generated by the program. Other information (the name of
the person on the Created and Modified lines of the General page) is derived from the User Data
page in Tools > Options > LibreOffice.
The Internet page is relevant only to HTML documents (Writer/Web). The file sharing options on
the Security page are discussed elsewhere in this book.
400 LibreOffice 4.2 Writer Guide

Use the Description and Custom Properties pages to hold:
•Metadata to assist in classifying, sorting, storing, and retrieving documents. Some of this
metadata is exported to the closest equivalent in HTML and PDF; some fields have no
equivalent and are not exported.
•Information that changes. You can store data for use in fields in your document; for
example, the title of the document, contact information for a project participant, or the name
of a product might change during the course of a project.
This dialog can be used in a template, where the field names can serve as reminders to writers of
information they need to include.
Later in this chapter, we will see how to use this information in fields. You can return to this dialog
at any time and change the information you entered. When you do so, all of the references to that
information will change wherever they appear in the document. For example, on the Description
page (Figure 407) you might need to change the contents of the Title field from the draft title to the
production title.
Figure 407: The Description page of the document’s Properties dialog
To open the Properties dialog, choose File > Properties.
Use the Custom Properties page (Figure 408) to store information that does not fit into the fields
supplied on the other pages of this dialog.
When the Custom Properties page is first opened in a new document, it may be blank. (If the new
document is based on a template, this page may contain fields.)
Click Add to insert a row of boxes into which you can enter your custom properties.
•The Name box includes a drop-down list of typical choices; scroll down to see all the
choices. If none of the choices meet your needs, you can type a new name into the box.
•In the Type column, you can choose from text, date+time, date, number, duration, or yes/no
for each field. You cannot create new types.
•In the Value column, type or select what you want to appear in the document where this
field is used. Choices may be limited to specific data types depending on the selection in
the Type column; for example, if the Type selection is Date, the Value for that property is
limited to a date.
•To remove a custom property, click the button at the end of the row.
Tip
To change the format of the Date value, go to Tools > Options > Language
Settings > Languages and change the Locale setting. Be careful! This change
affects all open documents, not just the current one.
Chapter 14 Working with Fields 401

Figure 408: Custom Properties page, showing drop-down lists of names and types
Using other fields to hold information that changes
One way that people use fields is to hold information that is likely to change during the course of a
project. For example, the name of a manager, a product, or even your entire company may change
just before the document is due to be printed. If you have inserted the changeable information as
fields, you can change the information in one place, and it will automatically change in all the
places where that field occurs.
Writer provides several places where you can store the information referred to by a field. We will
look at some of them here.
Seven document properties (Date, Time, Page Number, Page Count, Subject, Title, and Author)
are on the Insert > Fields menu (Figure 406). To insert one of these fields, click on it in the menu.
Some of these fields get their information from the Document Properties dialog (Figure 407.)
Other document properties are on the DocInformation and Document pages of the Fields dialog
(Figure 409 and Figure 410), reached by choosing Insert > Fields > Other or pressing Ctrl+F2.
Notice the Custom item in the Type list of the DocInformation page; this is derived from the
Custom Properties page of the Document Properties dialog (Figure 408).
To insert one of these fields, select it in the Type list and then select from the Select and Format
lists if choices appear. Finally, click Insert.
402 LibreOffice 4.2 Writer Guide

Figure 409: Inserting a Date Modified field using the DocInformation page of the
Fields dialog
Figure 410: Inserting a File name field using the Document page of the Fields dialog
Some of these items are picked up from the User Data page of the Tools > Options > LibreOffice
dialog (covered in Chapter 2, Setting up Writer), so make sure the information on that page is
correct.
Tip
Although these fields are often used to hold information that changes, you can
make the content unchangeable by selecting the Fixed content option (visible in
Figure 409, lower right) when inserting the field. If necessary, you can come back
to this dialog later and deselect this option to make the field variable again.
Chapter 14 Working with Fields 403

Using AutoText to insert often-used fields
If you use the same fields often, you will want a quick and easy way to insert them. You can use
AutoText for this purpose. To define an AutoText entry for a field:
1) Insert a field into your document, as described previously.
2) Select the field you inserted, and then choose Edit > AutoText (or press Ctrl+F3).
3) On the AutoText dialog, choose the group where this new entry will be stored (in this
example, it is going into My AutoText), type a name for the entry, and change the
suggested shortcut if you wish.
4) Click the AutoText button and click New to have the entry inserted as a field. Do not
choose New (text only) because the AutoText entry will be plain text, not a field. (The
selection New does not appear until you have selected a group and typed a name for the
entry.) Click Close to close the AutoText dialog.
Figure 411: Creating a new AutoText entry
Now whenever you want to insert this field at the cursor position, type the shortcut, and then press
F3.
Defining your own numbering sequences
You may want to define your own numbering sequences, for example to use in situations where
you do not always want the number at the start of the paragraph or where you want more control
than the built-in numbering choices give you.
This topic describes how to create and use a numbering sequence, using a “number range
variable” field.
Create a number range variable
To create a number range variable using Arabic (1, 2, 3) numbers:
1) Place the insertion point in a blank paragraph in your document.
2) Choose Insert > Fields > Other or press Ctrl+F2 and select the Variables page.
3) In the Type list, select Number range. In the Format list, select Arabic (1 2 3). Type
whatever you want in the Name field. (We have used Step in this example.)
404 LibreOffice 4.2 Writer Guide

Figure 412: Defining a number range variable
4) Click Insert. The name of the variable (Step) now appears in the Selection list, and a
number field (showing 1) appears at the insertion point in your document. The Fields dialog
remains open, so you may need to move it out of the way to see the field in the document.
5) If you click several more times on the Insert button in the Fields dialog, the numbers 2, 3,
4, and so on will appear in the document.
Now you may want to change the Step sequence to a different number, forwards from the current
value, or backwards to a previous value, so you can use the same sequence name more than
once in your document (for example, to begin each set of instructions). To do that, you need to
insert a new field of the same name, while instructing LibreOffice to force the value to the new
choice.
1) Open the Fields dialog to the Variables page. Make sure the variable name Step appears
in the Name box.
2) In the Value box, type 1 (we will illustrate a numbering restart here, but any number will
work), as shown in Figure 413. Click Insert.
3) To continue with the normal sequence (that is, to have the next Step value be 2), you need
to delete the contents of the Value box after inserting at step 2.
Chapter 14 Working with Fields 405

Figure 413: Defining a field to restart a number range variable
Use AutoText to insert a number range field
You certainly do not want to go through all of that every time you want to put in a Step number.
Instead, create two AutoText entries, one for the Step (Value=1) field (call it Step1, for example)
and one for the Step = Step+1 field (StepNext). Then insert the fields in the same way you would
insert any other AutoText. See “Using AutoText to insert often-used fields” on page 404.
You can create similar fields for substeps or other sequences that you want to be numbered with
letters (a, b, c), Roman numerals (i, ii, iii), or some other sequence. In the Fields dialog, choose the
required format in the Format list when creating the field codes.
Tip
If a user-defined variable is not in use in the document, the icon next to the
Value box is active. You can delete the variable by clicking this icon. To remove a
variable that is used in the current document, first delete from the document all
fields using that variable (or convert them all to text, as described on page 412),
and then remove the variable from the list.
Using automatic cross-references
If you type in cross-references to other parts of the document, those references can easily get out
of date if you reword a heading, add or remove figures, or reorganize topics. Replace any typed
cross-references with automatic ones and, when you update fields, all the references will update
automatically to show the current wording or page numbers.
406 LibreOffice 4.2 Writer Guide

Tip
Some people use Writer’s Hyperlink feature for cross-references, but it has the
major disadvantage that the visible text of the hyperlink does not change if you
change the text of the item to which it links. For that reason, you are advised to
use cross-references in most situations.
The exception is when you are creating a document to be saved as HTML; cross-
references do not become hyperlinks in an HTML document.
The Cross-references page of the Fields dialog (Figure 414) lists some items, such as headings,
numbered paragraphs, and bookmarks. If figure captions, table captions, user-defined number
range variables, and some other items have been defined in a document, that type also appears in
the list.
Figure 414: The Cross-references page of the Fields dialog
Inserting cross-references
To insert a cross-reference to a heading, figure, or other item shown on the Cross-references page:
1) In your document, place the cursor where you want the cross-reference to appear.
2) If the Fields dialog is not open, choose Insert > Cross Reference or press Ctrl+F2. On the
Cross-references page (Figure 414), in the Type list, click the type of item you are
referencing (for example, Heading or Figure).
3) You can leave this page open while you insert many cross-references.
4) Click on the required item in the Selection list, which shows both automatically created
entries (for example Headings) as well as user-defined references (for example
bookmarks).
5) In the Insert reference to list, choose the type of reference required. The choices vary with
the item being referenced.
For headings, usually you will choose Reference (to insert the full text of the heading) or
Page (to insert the number of the page the heading is on).
Chapter 14 Working with Fields 407

For figures, you will usually choose Category and Number (to insert the word “Figure” and
its number), Reference (to insert the word “Figure” with its number and the full text of the
caption), Page (to insert the number of the page the figure is on), or Numbering (to insert
only the figure number).
6) Click Insert.
For a full list of the reference formats available, and their use, consult the Help.
Available formats
For all the types of reference, you can select one of the following formats:
•Page: the page number of the target
•Chapter: the number of the chapter where the referenced target is located.
•Reference: the full text set as reference.
•Above/Below: Inserts the words above or below depending on the position of the field
relative to the referenced target.
•As Page Style: similar to Page, this inserts the page number where the reference is, but
using the formatting specified in the page style. This is very useful when putting a reference
to a page in the front matter where roman numerals are usually employed.
If you select Headings or Numbered Paragraphs as the type, the following two additional options
become available:
•Number (no context): inserts only the number of the heading or of the numbered
paragraph. For example, if referencing a numbered item 2.4, it inserts 4.
•Number (full context): inserts the full number including higher hierarchical levels. For
example, if referencing a numbered item 2.4, the full numbering (2.4) is inserted.
Finally, for objects inserted with captions such as a table or a figure, you can choose:
•Category and Number: inserts both the category and number of the referenced object (for
example, Figure 6). This is generally the most used formatting for figures and tables.
•Caption Text: inserts the full caption of the referenced object. For example, Figure 6: This is
an example figure.
•Numbering: inserts the sequential number of the referenced object, without the category
(for example, if referencing Table 2, the field will contain only the number 2).
Preparing items as targets for cross-referencing
Occasionally you might want to insert a cross-reference to something that is not automatically
shown on the Cross-references page. Before you can insert a cross-reference to such an item, you
must prepare the item as a target to be referenced. To do this, you can either use bookmarks or set
references.
After a target has been defined, you can cross-reference to it as described on page 407. For an
example of the use of this technique, see “Solving the page count problem” in Chapter 4,
Formatting Pages.
Using bookmarks
Bookmarks are listed in the Navigator and can be accessed directly from there with a single mouse
click. In HTML documents, bookmarks are converted to anchors that you can jump to using a
hyperlink.
1) Select the text you want to bookmark. (You can also insert a bookmark to a location without
selecting text, by clicking in the required place in the text.) Choose Insert > Bookmark.
408 LibreOffice 4.2 Writer Guide

2) On the Insert Bookmark dialog, the larger box lists any previously defined bookmarks. Type
a name for this bookmark in the top box. Click OK.
Figure 415: Inserting a bookmark
Setting references
1) Choose Insert > Cross reference or press Ctrl+F2.
2) On the Cross-references page of the Fields dialog (Figure 416), select Set Reference in
the Type list. The Selection list shows any references that have been defined. You can
leave this dialog open while you set many items as references.
Figure 416: Setting text to be used as a target for a cross-reference
3) Click in the document and highlight the text of the first item to set as a target for a cross-
reference. Click on the Fields dialog. The text of the item will appear in the Value box in the
lower right. In the Name box, type some text by which you can identify this item.
4) Click Insert. The text you typed in the Name box now appears in the Selection list.
5) Repeat steps 3 and 4 as often as required.
Chapter 14 Working with Fields 409

Using fields in headers and footers
You can insert fields into headers or footers, using techniques described earlier in this chapter:
•To insert a page number, document title, author, creation date and time, current date and
time, or total page count field, use Document Properties (see page 400) or choose Insert >
Fields > [item] from the menu bar.
•You can insert a cross-reference to a bookmark, heading, or other item from Insert >
Fields > Other > Cross-references.
•If you have used Heading 1 for your chapter titles, you can use a Document field to insert
the current chapter title, so the header or footer contents change from one chapter to the
next. See Figure 417. (Writer calls chapter titles Chapter names.) If you have used outline
numbering on your Heading 1, you can choose whether to include these numbers in the
field (Chapter number and name). Use Insert > Fields > Other > Document.
Figure 417: Inserting the current chapter name and number into your document
•You can insert cross-references to other heading levels by specifying a value in the Level
box in the lower right of the Document page of the Fields dialog (Figure 417). That is,
Level 1 = Heading 1, Level 2 = Heading 2, and so on.
Note A cross-reference field in the header of a page picks up the first heading of that level
on the page, and a field in the footer picks up the last heading of that level.
•To include the chapter number with the page number, position the cursor just before the
Page field you inserted. Choose Insert > Fields > Other. On the Document page of the
Fields dialog, select Chapter in the Type column and Chapter number without separator
in the Format column. Click Insert.
Go to the header or footer where you inserted this field, type the character you want to
appear between the chapter number and the page number—for example, a period or a
dash.
410 LibreOffice 4.2 Writer Guide

The table of contents will not automatically pick up these chapter numbers, so you will need
to make a change on the Indexes and Tables menu item, as described in Chapter 12,
Creating Tables of Contents, Indexes, and Bibliographies.
•You can add a page count to the footer—for example “Page 9 of 12”. Type the word “Page”
and a space in front of the Page field. Type a space, the word “of”, and a space after the
Page field. Then choose Insert > Fields > Page Count.
Using fields instead of outline numbering for appendix
numbering
Chapter 6, Introduction to Styles, describes how to use paragraph styles to define a hierarchy of
headings to be included in a table of contents.
This method has one major limitation: only one numbering sequence can be specified in Tools >
Outline Numbering. However, many books contain Appendixes (typically designated A, B, C) in
addition to the chapters (typically designated 1, 2, 3).
Figure 418: Defining a number range variable for Appendixes
To solve this problem, you can use one paragraph style (Heading 1) for both chapter and appendix
names, and define two number range fields for the chapters and appendixes respectively. The
number range field for chapters will use numbers, and the number range field for appendixes will
use letters. You can then use the same field in the header or footer of chapters and appendixes.
1) Define the first number range variable, in this example Chapter, as described in “Defining
your own numbering sequences” on page 404. To insert the field into your Heading 1, type
Chapter<space>. Choose Insert > Fields > Other. On the Variables page, select
Number range, Chapter, Arabic (1 2 3). Click Insert. You will need to do this manually for
each Heading 1 that is to be a chapter title.
2) Define and insert a second number range variable for the appendixes, using Number
range, Appendix, A B C), as shown in Figure 418. Type Appendix<space> and then
insert the variable. Do this for each Heading 1 that is to be an appendix title.
Chapter 14 Working with Fields 411

3) When you create the table of contents, the chapters and appendixes will be designated
correctly.
Tricks for working with fields
Keyboard shortcuts for fields
Here are some handy keyboard shortcuts to use when working with fields:
Ctrl+F2 Open the Fields dialog.
Ctrl+F8 Turn field shadings on or off.
Ctrl+F9 Show or hide field names.
F9 Update fields.
Note: In KDE on Linux, Ctrl+Fx brings up Desktop #X, so the shortcuts mentioned above do not
work in LibreOffice as they do in other operating system and desktop environments.
Fixing the contents of fields
You can specify Fixed content for many items on the Document and DocInformation pages so the
field contents do not update. For example, you might use a field to insert the creation date of a
document, and you would not want that date to change. In another place you might use a date field
to show the current date, which you do want to change; in that case, deselect Fixed content when
you insert the field.
Converting fields into text
Writer does not provide an easy way to convert a field into regular text, so that it is no longer
updated. However, you can do this as follows:
1) Select the field and choose Edit > Cut or Ctrl+X.
2) Choose Edit > Paste Special. Click "Unformatted text" in the Selection list, and then click
OK. Alternatively, press Ctrl+Alt+Shift+V to paste unformatted text.
This is not a very good solution if you have hundreds of fields that you want to change, but you
could use a macro to automate the process.
After you change a field to text, you cannot change the text back into a field.
Developing conditional content
Conditional content is text and graphics that are included or excluded depending on a condition
you specify.
A simple example is a reminder letter for an overdue account. The first and second reminders
might have a subject line of “Reminder Notice”, but the third reminder letter might have the subject
“Final Notice” and a different final paragraph.
A more complex example is a software manual for a product that comes in two versions, Pro and
Lite. Both product versions have much in common, but the Pro version includes some features that
are not in the Lite version. If you use conditional content, you can maintain one file containing
information for both versions and print (or create online help) customized for each version. You do
not have to maintain two sets of the information that is the same for both versions, so you will not
forget to update both versions when something changes.
412 LibreOffice 4.2 Writer Guide

Choose the types of conditional content to use
This section describes several Writer features that can help you design and maintain conditional
content. You can use one or any combination of these features in the same document.
Conditional text
With conditional text, you can have two alternative texts (a word, phrase, or sentence). One text
will be displayed and printed if the condition you specify is met, and the other will be displayed and
printed if the condition is not met. You cannot include graphics or edit the text except in the field
dialog (not in the body of the document). You also cannot format part of the text (for example,
bolding one word but not the others), but you can format the field to affect all of the field contents
(for example, bolding all of the words). You cannot include a cross-reference or other field in the
text.
Hidden text
With hidden text (a word, phrase, or sentence), you have only two choices: show or hide. If the
condition you specify is met, the text is hidden; if the condition is not met, the text is displayed. The
disadvantages are the same as for conditional text: you cannot include graphics, edit the text in the
body of the document, format part of the text, or include a field.
Hidden paragraphs
Hidden paragraphs are like any other paragraphs, but you can specify a condition under which the
paragraph is not displayed or printed. A blank paragraph can also be hidden—for example, if a
database field has no content for the current record. This is very useful when merging an address
into a letter: if you allow two lines for the street address and the database record uses only one
line, you can prevent the blank line from appearing in your document. You can include graphics,
edit the text in the body of the document, format any part of the text, and include fields.
Hidden sections
Hidden sections are like hidden paragraphs, but they can include more than one paragraph—for
example, a heading plus one or more paragraphs. However, a section cannot contain less than a
paragraph, so you cannot use this method for single words or phrases. The contents of a hidden
section behave just like the contents of any other part of the document, but you can specify a
condition under which the section is not displayed or printed. In addition, you can password protect
a section.
Plan your conditional content
Conditions are what programmers call logical expressions. You must formulate a logical expression
for each condition because a condition is always either true (met) or false (not met). You can use
the same condition in many places in your document, for different types of conditional content.
To make conditional content work, you need to:
1) Choose or define a variable.
2) Define a logical expression (condition) involving the selected variable.
Choose or define a variable
You can use the following variables in your condition:
•User-defined variables
•Predefined LibreOffice variables, which use statistical values from the document properties
•User data
•Database field contents—for example from your address book
Chapter 14 Working with Fields 413

You cannot use internal variables (for example, page number or chapter name) to formulate
conditions.
The examples in this chapter use user-defined variables.
Define a logical expression (condition) involving the selected variable
The condition compares a specified fixed value with the contents of a variable or database field.
To formulate a condition, use the same elements as you would to create a formula: operators,
mathematical and statistical functions, number formats, variables, and constants. The possible
operators are given in the online help; look in the index under “operators: in formulas”. You can
define quite complex expressions, but in most cases a simple condition will do the job.
Create the variable
To create your variable, choose Insert > Fields > Other or press Ctrl+F2. You can use choices
found on the DocInformation, Variables, and Database pages.
DocInformation fields
“Using document properties to hold metadata and information that changes” on page 400
described how to set up a custom document property. You can use that document property as the
variable in your condition statement, or you can create another document property field specifically
for conditions.
User-defined variable field
To set up a variable or user field:
1) Place the cursor where you want the field to be inserted.
2) On the Fields dialog, select the Variables page.
Figure 419: Defining a variable to use with conditional content
414 LibreOffice 4.2 Writer Guide

3) Select Set variable in the Type list and Text in the Format list. Type a name for the variable
in the Name box, and a value in the Value box. I have chosen ProLite for the name (to
remind me that this variable is related to the two product versions), and I set the value as
Lite because I can remember “If it is the Lite version, then this text should be hidden.”
4) Select Invisible so the field does not show in the document. Click Insert, then click Close.
5) A small gray mark should be visible where you inserted the field. We will come back to this
field later.
Tip
Because the gray mark is so small, you may have trouble finding it again,
especially if you have other fields in the document. You may prefer to leave the
variable field visible while you work, and change it to invisible just before you
create final copy.
At any time, you can place the insertion point just before the field and choose Edit
> Fields or right-click the field, and then click Fields on the context menu. On the
Edit Fields dialog (Figure 423), select or deselect the Invisible option.
Apply the condition to the content
Now that you have defined the variable, you can use it in a condition statement. This topic
describes some of the possibilities.
Conditional text
First, let us set up some conditional text that will insert the words Great Product Lite into the Lite
version and Great Product Pro into the Pro version of the manual. You would use this field
whenever you want to mention the name of the product.
1) Place the cursor where you want one of these phrases to appear. (You can move or delete
it later, if you wish.)
2) Open the Fields dialog by clicking Insert > Fields > Other, select the Functions page, and
select Conditional text in the Type list.
3) As shown in Figure 420, type ProLite EQ "Lite" in the Condition box, Great Product Lite
in the Then box, and Great Product Pro in the Else box.
Figure 420: Inserting conditional text
Note These fields are case-sensitive, and quotation marks are required around a text
value such as Lite.
4) Click Insert to insert the field, then click Close. You should see Great Product Lite in your
text.
Chapter 14 Working with Fields 415

Tip
If you want to insert this field into your text in many places (as you probably would
for a product name), create an AutoText entry for it. See “Using AutoText to insert
often-used fields” on page 404 for instructions.
Hidden text
You might use hidden text for words or short phrases that describe features of Great Product Pro
that are not found in the Lite version. You can reuse the same field in several places in your
document—for example, by copying and pasting it.
To create a hidden text field:
1) Choose Insert > Fields > Other and select the Functions page.
2) Select Hidden text in the Type list, as shown in Figure 421.
3) Type ProLite EQ "Lite" in the Condition box and type the required text in the Hidden text
box. Remember, this is the text that is hidden if the condition is true.
4) Click Insert to create and insert the field.
Figure 421: Creating a condition for hidden text
Hidden paragraphs
A paragraph is hidden if the condition is true. To hide a paragraph:
1) Click in the paragraph to be hidden.
2) Choose Insert > Fields > Other and select the Functions page (Figure 421).
3) Select Hidden paragraph in the Type list.
4) For this example, type ProLite EQ "Lite" in the Condition box.
5) Click Insert to create and insert the field. If an extra paragraph mark appears, delete it.
To show hidden paragraphs so you can edit them, do one of the following:
•Choose View > Hidden Paragraphs from the menu bar, so it is checked (shows all hidden
paragraphs).
•On the Tools > Options > LibreOffice Writer > Formatting Aids page, select the Fields:
Hidden paragraphs option (shows all hidden paragraphs).
•Double-click in front of the variable that you used to define the condition for hiding the text,
and enter a different value for the variable (shows all hidden paragraphs).
•Double-click in front of the hidden text field or the hidden paragraph field, and change the
condition statement (changes only the selected hidden paragraph).
416 LibreOffice 4.2 Writer Guide

Hidden sections
A conditional section is hidden if the condition is true. To create a conditional section:
1) Select the text that you want to be included in the conditional section. (You can edit this text
later, just as you can edit any other text.)
2) Choose Insert > Section. On the Insert Section dialog (Figure 422), select the Section tab,
then select Hide and enter the condition in the with Condition box. You can also give the
section a name, if you wish (strongly recommended, so you can find it again easily if you
have several sections in your document).
3) Click Insert to insert the section into your document.
To show a hidden section so you can edit it:
1) Choose Format > Sections.
2) On the Edit Sections dialog (similar to the Insert Section dialog), select the section from the
list.
3) Deselect Hide, and then click OK. You can now edit the contents of the section. Afterwards,
you can choose Format > Sections again and select Hide to hide the section again.
To show all the hidden sections so you can edit them, change the value of the variable to
something that the conditions will not recognize. In our example, you could change the value to 1.
Figure 422: Creating a section to be hidden when a specified condition is met
To make the hidden section a normal part of the document (that is, to remove the section markers,
but not the contents of the section):
1) Show the hidden section, as described above.
2) On the Edit Sections dialog, select the section from the list.
3) Click Remove. The contents of the section are now a normal part of the document.
Change the value of the variable
1) Find the variable field you created in “Create the variable” on page 414.
2) Click once just in front of this field, then right-click and click Fields on the context menu.
3) On the Edit Fields: Variables dialog (Figure 423), change the value of the variable to Pro.
Chapter 14 Working with Fields 417

4) If you have set fields to update automatically, all of the conditional and hidden text that uses
this variable as a condition will change.
Tip Conditional text and hidden text can only be edited in the Edit Fields dialog.
Figure 423: Changing the value of the variable
Tip To turn on automatic updating of fields, choose Tools > Options > LibreOffice
Writer > General, and select Fields under Update: Automatically.
Using placeholder fields
A placeholder field prompts you to enter something (text, a table, a frame, a graphic, or an object).
To insert a placeholder field into a document:
1) On the Functions page of the Fields dialog, select Placeholder in the Type column and
select what the placeholder is for in the Format column.
2) In the Placeholder box, type the text that you want to appear in the placeholder field.
3) In the Reference box, type the text that you want to display as a help tip when you rest the
mouse pointer over the field.
Figure 424 shows the results of inserting a placeholder field for a graphic.
418 LibreOffice 4.2 Writer Guide

Figure 424: Inserting a placeholder field
Because the <Logo> field is a graphics placeholder, when you click on the field in the document,
the Insert picture dialog opens, prompting you to select a graphic (picture). When you select a
picture and click Open, the picture replaces the field in the document.
Similarly, clicking on a table placeholder field opens the Insert Table dialog, clicking on a frame
placeholder field opens the Frame dialog, and clicking on an object placeholder field opens the
Insert OLE Object dialog. The text placeholder field is different: you simply click on it and type
some text in the Placeholder box, which replaces the field.
Using input fields and input lists
Input field
An input field is a variable that you can click in a document to open a dialog where you can edit the
text displayed in the field. To insert an input field:
1) Choose Insert > Fields > Other and choose the Functions page.
2) Choose Input field in the Type list (Figure 425).
3) Optionally type some text in the Reference box. This text will appear as a tooltip when the
users hover a mouse cursor over the field.
4) Click Insert. In the small dialog that opens, type some text for the variable (for example, a
brief instruction to the user regarding the purpose of the field); this text can be the same or
different from the text in the Reference box in the previous step.
5) Click OK.
To edit an input field, click on it in the document. In the small dialog that opens, edit the text of the
field.
Chapter 14 Working with Fields 419

Figure 425: Inserting an input field
To edit the field’s reference, right-click on the field and choose Fields from the context menu. This
opens the Edit Fields: Functions dialog.
Figure 426: Editing an input field
Input list
An input list is a text field that displays one item from a list. To insert an input list field into a
document:
1) Choose Insert > Fields > Other; on the Functions page, choose Input list in the Type list
(Figure 427).
2) Type the names of the list items in the Item box on the upper right, clicking Add after each
item. The items then appear in the Items on list box. To change the order of the items,
select an item and click the Move Up or Move Down buttons.
420 LibreOffice 4.2 Writer Guide

3) Type the name of the list in the Name field on the lower right.
4) Click Insert.
Figure 427: Defining an input list field
To display the Choose Item dialog, click the Input list field.
Figure 428: Choosing an item from an input list
To add, edit, and remove items from this list, and change their order in the list, click the Edit button
in the Choose Item dialog. This displays the Edit Fields: Function dialog (Figure 429).
To quickly edit all input fields and lists in a document, press Ctrl+Shift+F9. The first input field or list
in the document opens. Clicking OK or Next moves to the next input field or list. After the last input
field or list, clicking Next or OK returns you to the document.
Chapter 14 Working with Fields 421

Figure 429: Editing the items on an input list
422 LibreOffice 4.2 Writer Guide

Chapter 15
Using Forms in Writer

Introduction to forms
This chapter covers the use of forms within Writer documents. Most of the information here also
applies to forms in other LibreOffice components, but there are some differences.
The chapter presents information on using forms in four main sections: setting up a basic form, an
example for creating a form, linking a form to a data source, and finally some advanced
techniques.
LibreOffice forms cover a lot of ground and not everything is included here. Notable omissions are
using forms in HTML documents and writing macros to link to form controls.
When to use forms
A standard text document displays information: a letter, report, or brochure, for example. Typically
the reader may edit everything or nothing in the document. A form has sections that are not to be
edited, and other sections that are designed for the reader to make changes. For example, a
questionnaire has an introduction and questions (which do not change) and spaces for the reader
to enter answers.
LibreOffice offers several ways to enter information into a form, including check boxes, option
buttons, text boxes, pull-down lists, and other items, collectively known as form controls.
Forms are used in three ways:
•To create a simple document for the recipient to complete, such as a questionnaire sent out
to a group of people who fill it in and return it.
•To link into a database or data source and allow the user to enter information. Someone
taking orders might enter the information into a database using a form.
•To view information held in a database or data source. A librarian might call up information
about books.
Using forms to access a database offers a fast and easy way to build up complex graphical front
ends. Your form can include not only the fields that link up to the data source but also text,
graphics, tables, drawings and other elements.
A typical way to use a simple form is:
1) You design the form, then save it when you are happy with it.
2) You send the form to others (for example, by email).
3) They fill in the form, save it and send it back to you.
4) You open the form and see what their answers are.
Tip
By using a data source, or setting a form to update over the web, you can
automatically gather data. However, both of those are more complex and you might
prefer to keep things simple.
Alternatives to using forms in Writer
In LibreOffice, the Base component provides an alternative way to access a data source. There are
a lot of similarities between forms in Base and Writer, but one may be better for a particular task
than the other. Base is appropriate only if the form accesses a data source; you would not use it for
simple forms.
LibreOffice Calc, Impress, and Draw also support forms in almost the same way that Writer does.
424 LibreOffice 4.2 Writer Guide

Creating a simple form
This section explains how to create a simple form without any links to a data source or database
and without advanced customization.
Create a document
There is nothing special to be done when creating a document to use as a form. Create a new
Writer document with File > New > Text document.
Open the form toolbars
Two toolbars control form creation: Form Controls and Form Design. Select View > Toolbars >
Form Controls and View > Toolbars > Form Design to show them both. The Form Controls
toolbar has a button for each of the most commonly used types of control.
You can also open the Form Design toolbar from the Form Controls toolbar. Some of the less
commonly used controls are on a third toolbar—More Controls—also opened from the Form
Controls toolbar.
You can dock these toolbars in different places on the Writer window, or leave them floating. Figure
430 shows the three toolbars floating. When they are floating, you can also change them from
vertical to horizontal and change the number of tools on a row; to make these changes, drag a
corner of the toolbar.
See “Form controls reference” on page 427 for descriptions of the tools on these toolbars.
Figure 430: The Form Control, More Controls, and Form Design Toolbars
Activate design mode
Click the Design Mode On/Off button ( ) on the Form Controls toolbar to turn design mode on.
(Click it again when you want to turn it off.) This activates the buttons for inserting form controls
and selects controls for editing.
When design mode is off, the form behaves as it would for the end user. Buttons can be pressed,
check boxes selected, list items selected, and so on.
Chapter 15 Using Forms in Writer 425

Insert form controls
1) To insert a form control into the document, click the control’s icon to select it. The mouse
pointer changes to look like this:
2) Click in the document where you want the control to appear. (You can move it later.)
3) Holding the left mouse button down, drag the control to size it. Some controls have a fixed
size symbol followed by the name of the control (for example, Check Box or Option Button).
4) The control button remains active, so you can insert several controls of the same type
without needing to go back to the toolbar.
5) To change to another tool, click its icon on the toolbar.
6) To stop inserting controls, click on the Select button ( ) on the Form Controls toolbar, or
click on any of the controls you have just inserted. The mouse pointer changes back to its
normal appearance.
Tip Holding down Shift when creating a form control makes the control square. If you
press Shift when resizing an existing control, its proportions are kept the same.
Note
When you insert a group box, list box, or combo box, a wizard is launched to guide
you through the setup. If you prefer not to run the wizard, click the Wizards On/Off
button ( ) on the Form Controls toolbar.
Configure controls
After inserting the controls, you need to configure them to look and behave as you want. Right-click
on a form control within your document and select Control from the context menu to open the
Properties dialog for the selected control. Double-clicking on a form control also opens this dialog.
The Properties dialog has three pages: General, Data, and Events. For simple forms, only the
General page is of any interest. On this page you can set the look and feel of the control. See
“Configure form controls” on page 434 and “Form control formatting options” on page 444 for more
information, and the descriptions in the Help for details. Configuration for use with a database is
discussed in “Creating a form for data entry” on page 439.
The fields on this dialog vary with the type of control. For example:
•Some controls have visible labels, such as Push Button and Option Button. The label text
can be set.
•The List Box contains a list of options to choose from. Set these in the List entries box.
Notice the scroll bar in this dialog. You can use the scroll bar or enlarge the dialog to see additional
fields.
426 LibreOffice 4.2 Writer Guide

Figure 431: Example of the Properties dialog for a form control
Use the form
To use the form, leave design mode by clicking the Design Mode On/Off button ( ) to
deactivate it. Save the form document.
Form controls reference
Form Control toolbar
Select
Selects a form control to perform some other action on it.
Design mode on/off
Toggles between design mode on (to edit forms) and design mode
off (to use forms).
Control Launches form control properties dialog. This dialog can be kept
open as different controls are selected.
Form Launches form properties dialog, controlling properties for the form
as a whole, such as which data source it connects to.
Check Box
A box that can be selected or deselected on the form. You can
label the box.
Text Box
A control to create a box into which the form user can type any
text.
Formatted Field A control allowing numeric formatting options. For example, you
can set maximum and minimum values for the number entered, or
the number type (decimal places, scientific, currency).
Push Button
Creates a button that can be linked to a macro. The label is the
name that appears on the button.
Chapter 15 Using Forms in Writer 427

Form Control toolbar
Option Button Creates an option button (also known as a radio button). When
multiple buttons are grouped together, only one can be selected at
a time. The easiest way to group multiple buttons is to use the
Group Box button on the More Controls toolbar, with wizards
enabled.
List Box
Creates a list of options as a pull-down menu that the user can
choose from. If wizards are on, creating a list box launches the List
Box Wizard. This wizard is only useful if your form is linked to a
data source.
If the form is not linked to a data source, turn wizards off and
create an empty list box. Then click the control button and, in the
List Entries option on the General tab, enter the options you want
to appear on the list.
Combo Box
As with a List Box, you set up a list of choices. In addition, a panel
at the top either displays the choice made or allows the form user
to type in something else. This works the same as the List Box.
Label Field A text label. The difference between this and just typing on the
page is that, as a control, you can link a label field to macros so,
for example, something happens when the mouse passes over it
or clicks on it.
More Controls Launches the More Controls toolbar.
Form Design Launches the Form Design toolbar, which can also be opened with
View > Toolbars > Form Design.
Wizards On/Off
Some form controls (List Box and Combo Box) have optional
wizards. If you do not want the wizard to launch when you create
one of these controls, use the Wizards On/Off button to switch
wizards off.
More Controls toolbar
Spin Button
Allows form users to choose a number by cycling through the list of
numbers. You can specify maximum, minimum, default, and the
step between numbers.
This control is not commonly used in Writer, as the number is not
displayed. In Calc, however, a Data tab appears on the Control
Properties dialog, so you can link the spin button to a cell.
Scrollbar
Creates a scrollbar, with a number of options to define the exact
appearance.
This control is not commonly used in Writer. In Calc, a Data tab
appears on the Control Properties dialog, allowing you to link the
scroll bar to a cell.
Image Button Behaves exactly like a push button, but displays as an image.
Choose the image in the Graphics option on the General tab in the
Control Properties dialog.
Image Control Only useful when the form is connected to a data source and a
field in the data source exists that can hold images. You can add
new images to the database or retrieve and display images from it.
428 LibreOffice 4.2 Writer Guide

More Controls toolbar
Date Field Stores a date. You need to configure the earliest and latest dates
the field will accept, the default date, and the date format. You can
add a spinner.
Time Field Works like a date field but specifies a time.
File Selection Allows a user to select a file, either by typing the path and name
directly or by clicking on a Browse button and choosing the file
from a dialog.
Numeric Field
Displays a number. You need to specify formatting, maximum,
minimum and default values. You can add a spinner.
Currency Field
Works like a numeric field; additionally you can add a currency
symbol.
Pattern Field Pattern fields are useful when the form links into a data source.
Specify an Edit Mask to restrict what a user can enter into the field.
Specify a Literal Mask to restrict which data is displayed from the
data source.
Group Box
The group box control has two different uses depending on
whether wizards are on or off.
If wizards are on, creating a group box launches the Group
Element wizard. This creates a group of options buttons (in which
only one may be selected at a time). In most cases, using a group
box is the best way to create a set of option buttons.
If wizards are off, a group box is simply a visual box to group
together different controls. It has no effect on the way the controls
operate.
Table Control
Table Control is only useful with a data source. If no data source is
specified, you will be prompted to choose one in the Table Element
Wizard. You then pick the fields to display and, when design mode
is off, the data appears in the table. The table also includes
controls to step through the records.
Records can be added, deleted, and modified in the table.
Navigation Bar
A navigation bar is the same as the Form Navigation toolbar (View
> Toolbars > Form Navigation), but can be placed anywhere in
the document and be resized.
Form Design toolbar
Select Selects a form control to perform an action on it.
Design mode on/off
Toggles between design mode on (to edit forms) and design mode
off (to use forms).
Control Launches form control properties dialog. This dialog can be kept
open as different controls are selected.
Form Launches form properties dialog, controlling properties for the form
as a whole, such as which data source it connects to.
Chapter 15 Using Forms in Writer 429

Form Design toolbar
Form Navigator The Form Navigator is a utility displaying all the forms and controls
in the current document. It allows you to edit and delete them
easily.
If you use the Form Navigator, it's recommended that you give
your controls names (in the properties dialog). The name appears
in the navigator so, for example, if you have ten text boxes, you
can tell which is which.
Add Field Add Field is only useful if you have specified a data source for the
form. If no data source is specified, an empty box opens.
If you have specified a data source, Add Field opens a list of all the
fields in the specified table, which you can then drag and drop onto
the page. The fields are placed on the page with the name of the
field before them.
This is a quick and easy way to create a form from a data source.
Activation Order
Allows you to specify the order in which focus shifts between
controls. You can test the order by leaving design mode and using
Tab to switch between the controls.
Open in Design Mode Opens the current form in design mode (to edit the form rather
than entering data into it).
Automatic Control Focus If activated, focus is set to the first form control.
Position and Size Launches the Position and Size dialog, allowing you to specify
both by typing in precise values, rather than dragging the control.
You can also lock the size or position, so they do not get changed
accidentally. For some controls, you can rotate and set the slant
and corner radius.
Change Anchor
Just as with a frame, any form control can be anchored to page,
paragraph or character and also anchored as a character
(meaning that it behaves like any other character on the page).
Alignment
The Alignment button is disabled unless the control is anchored as
a character. You can align a control in different ways, for example
so the top of the control lines up with the top of the text or the
bottom lines up with the bottom of the text.
Display Grid Displays a grid of dots on the page, to help you line up controls.
Snap to Grid When a control is brought close to a grid point or line, it will snap to
the grid. This makes it is easier to line up controls.
Guides when Moving When a control is being moved, lines extend from the control
horizontally and vertically to help you position it accurately.
430 LibreOffice 4.2 Writer Guide

Example: a simple form
Create the document
Open a new document (File > New > Text Document). It is a good idea to write down the outline
of the document, without form controls, though of course it can easily be changed later.
Figure 432: Initial document without form controls
Add form controls
The next step is to add the form controls to the document. We will have four controls:
•Name is a text box.
•Gender is three option buttons: male, female, or other.
•Favourite shape is a list of options.
•All shapes you like is a series of check boxes.
To add these controls:
1) Select View > Toolbars > Form Controls to open the Form Control toolbar.
2) If the tools are not active, click the Design Mode On/Off ( ) button to activate them.
3) Click the Text Box button ( ), then click in the document and, with the left mouse button
held down, drag the shape of the Name text box to approximately the size you want.
4) Make sure the Wizards On/Off button ( ) is on (shown with a border). Click the More
Controls button ( ) to launch the More Controls toolbar.
5) On the More Controls toolbar, click the Group Box button ( ). Draw a group box by the
Sex: entry. The Group Element Wizard opens.
a) On the first page of the wizard, enter three names for the options fields: Male,
Female, and Other. Click the >> button after each entry. Click Next >>.
Chapter 15 Using Forms in Writer 431

Figure 433: Specifying names for option fields
b) On the next page, select the option No, one particular field is not going to be
selected. Click Next >>.
Figure 434: Selecting a default field
c) Give a value to your fields. Typically, you would give one field the value 1 and the
other field the value 2. If there are more than 2 option fields, you would give them
values of 3, 4, and so on. Click Next >>.
Figure 435: Assigning field values
d) You can either delete the caption or give a caption to your Group Box. In this example,
delete the caption. Then click Finish.
432 LibreOffice 4.2 Writer Guide

Figure 436: Create Caption Option
6) Now create the list box. On the Form Controls toolbar, click the Wizards On/Off button ( )
to turn wizards off. Click the List Box button ( ) and draw a list box by Favourite Shape
in the document. This will just be an empty pane for now.
7) Finally create four check boxes by All shapes you like. Click on the Check Box ( )
button and then draw four check boxes, side by side across the page.
You should now have a document looking something like Figure 437.
Figure 437: Document with form controls
Chapter 15 Using Forms in Writer 433

!"
No further configuration is required to the Name and Sex fields, but you could, if you wish, give a
name to each control and change the appearance of the controls.
The list box must be configured to add the list of options. The check boxes must be configured to
add in the names (instead of Check Box, Check Box 2, and so forth). Following are instructions to
configure these controls:
1) Be sure design mode is on. Double-click on the List Box control within the document to
open the control’s Properties dialog. Select the General tab.
2) In the List Entries text input box (scroll down if it is not visible), type the names of the
shapes (Circle, Triangle, Square, Pentagon) one at a time. After each, press Shift+Enter.
You should end up with a line saying "Circle";"Triangle";"Square";"Pentagon".
Figure 438: Properties dialog for a list box
3) Click on the first Check Box. The Properties dialog stays open but changes to show the
properties for the check box.
4) Change the text in the Label text input box from Check Box to Circle and press Enter.
The cursor moves to the Label Field text input box, and the label on the check box in the
document changes immediately.
434 LibreOffice 4.2 Writer Guide

Figure 439: Top part of Properties dialog for a check box
5) Click on each of the other three check boxes in turn. Change the text in the Label text input
box in the Properties dialog to Triangle, Square, and Pentagon in turn.
6) Close the Properties dialog.
7) Turn design mode off ( ) and close the two Controls toolbars.
You have now completed the form, which should look something like Figure 440.
Figure 440: Completed form
#"
The form is complete, but you are free to make further changes to the document. If you were
sending this out to other people to complete, you would probably want to make the document read-
only. The effect would be that users would be able to fill in the form but not to make any other
changes to the document.
To make the document read-only, select File > Properties, select the Security tab and enable the
Open file read-only option.
Note If the document is read-only, anyone filling in the form will need to use File > Save
as to save the document.
Chapter 15 Using Forms in Writer 435

Accessing data sources
The most common use for a form is as the front end of a database. You can provide a form that
allows users to enter information into a contacts database and, because it is part of a Writer
document, the form can contain graphics, formatting, tables, and other elements to make it look
just the way you want. Modifying the form is as simple as editing a document.
LibreOffice can access numerous data sources. These include ODBC, MySQL, Oracle JDBC,
spreadsheets and text files. As a general rule, databases can be accessed for read and write; other
data sources (such as spreadsheets) are read-only.
Tip
To see the list of supported data source types for your operating system, choose
File > New > Database. On the first page of the Database Wizard (Figure 444),
select Connect to an existing database and then open the drop-down list. An
example is shown in Figure 445.
Creating a database
Chapter 8, Getting Started with Base, in the Getting Started guide covers in more detail how to
create a database. Here we give a short guide to creating a very simple database with LibreOffice
Base.
1) Select File > New > Database to start the Database Wizard.
Figure 441: Database Wizard
2) Select Create a new database and click Next >>.
3) On the next page, select Yes, register the database for me and Open the database for
editing. Registering the database means that it can be accessed from other LibreOffice
components such as Writer and Calc. You need to do this if you want to link forms into it.
4) Click Finish and save your new database, giving it a name. Unlike creating other
documents in LibreOffice, databases must be saved when you first create them.
436 LibreOffice 4.2 Writer Guide

After saving the database, you should see the main Base window (Figure 442), which contains
three panels. The left-hand panel is Database, with icons for Tables, Queries, Forms and Reports.
Figure 442: Main Base window
The next step is to create a table. Again, this is covered in more detail in Chapter 8, Getting Started
with Base, in the Getting Started guide. Here we are going to create a small table as an example.
1) Choose Tables in the left-hand column, then choose Create Table in Design View under
Tasks.
2) Use the Table Design window to tell Base which fields to create. We will have three input
data fields: Name, Address, and Telephone.
3) On the first line, enter under Field Name, ID, and set the Field Type to Integer
[INTEGER]. In the box at the left of the line, right-click and select Primary Key, bringing
up a key icon in the box. In the Field Properties at the bottom of the window is an Auto
Value option; change this to Yes. Optionally, type Primary key in the Description
column. See Figure 443.
Tip
Setting up the Primary Key field with Auto Value set to Yes is an important step. If
this is not done, the form you create later will be much trickier to use and may
generate errors for the user. It could even prevent the user from saving the records
in the form. Make sure you get this step right!
Chapter 15 Using Forms in Writer 437

Figure 443: Setting a primary key
4) On the next three lines, enter under Field Name Name, Address and Telephone. Accept
the default Field Type of Text [VARCHAR] and leave Description blank.
Figure 444: Database table design
5) Save the table (File > Save). You will be prompted to name it. The name can be anything
you like. Click OK.
6) Finally, close the table design window to return to the main Base window. If File > Save is
available, select it to save the whole database.
"
If you have an existing data source, such as a spreadsheet or database, you simply need to tell
LibreOffice about it. This is called registering a data source.
To register an existing data source:
1) Select File > New > Database to launch the Database Wizard.
2) Select Connect to an existing database and choose the type from the drop-down list.
438 LibreOffice 4.2 Writer Guide

3) Click Next and follow the instructions to select the database to register (the exact process
varies between different types of data source).
4) In Step 3: Save and proceed, check that Yes, register the database for me is selected.
Deselect Open the database for editing; you just need to register it, not edit it through
Base.
Figure 445: Using the Database Wizard to connect to an existing database
Creating a form for data entry
Whether you created a new database, or already had a data source, it must be registered with
LibreOffice (see above). Once it is registered, linking your form to the data source is simple. Follow
these steps to create a new form and link it to a registered data source.
1) Create a new document in Writer (File > New > Text Document).
2) Design your form, without putting in the actual fields (you can always change it later).
3) Show the Form Controls toolbar (View > Toolbars > Form Controls).
4) Click the Design Mode On/Off button ( ) to put the document into design mode, if
necessary. With design mode off, most of the toolbar buttons are grayed out. If the Design
Mode button is also grayed out, click on the Select button to activate it.
5) Click the Text Box button ( ). Click in the document and, holding down the left mouse
button, drag the mouse to create a text box for the first form field (for example, Name, if
you are linking to the database created above).
6) Click the Text Box button ( ) again and drag the mouse to draw another field.
Additional fields, of any type, can be added in the same way (click and drag).
Chapter 15 Using Forms in Writer 439

So far you have followed the same steps used before when creating your first form. Now you will
link the form with the data source you registered.
1) Click the Form button ( ) in the Form Controls toolbar, or right-click on any of the fields
you inserted and select Form, to open the Form Properties dialog.
2) In the Form Properties dialog, click on the Data tab.
•Set Data Source to be the data source you registered.
•Set Content Type to be Table.
•Set Content to be the name of the table you want to access.
•Close the dialog.
Figure 446: Form properties, connecting to a data source
3) For each form control in turn, click on the control to select it (so small green boxes appear
around it), then launch the Properties dialog: either right-click and select Control or click
on the Control button ( ) on the Form Controls toolbar.
4) In the Properties dialog, click on the Data tab (Figure 447). If you set up the form correctly,
the Data Field option will contain a list of the different fields in the data source (for
example, Name, Address and Telephone). Select the field you want.
Figure 447: Form control properties, Data tab
5) Repeat for each control in turn until every control that should be assigned to a field has
been assigned.
440 LibreOffice 4.2 Writer Guide

Tip
If you created a database in LibreOffice Base and your Primary Key field had Auto
Value set to Yes, that field does not need to be part of the form. If Auto Value was
set to No, you will have to include it and have your users enter a unique value into
that field whenever they make a new entry—not something that is recommended.
Entering data into a form
Once you have created a form and tied it to a database, you want to use it to enter data into your
data source, or modify data already there.
1) Make sure that the form is not in design mode. In the Form Controls toolbar, click on the
Design Mode On/Off button ( ). If design mode is off, most of the buttons on the
toolbar will be grayed out.
2) Make sure that the Form Navigation toolbar is on (View > Toolbars > Form Navigation).
This toolbar normally appears at the bottom of the window.
Figure 448: Form Navigation toolbar
3) If there is existing data in the data source, use the control buttons on the Form Navigation
toolbar to look at different records. You can amend data in a record by editing the values in
the form. To submit the changes, press the Enter key with the cursor in the last field. The
record is saved and the next record is displayed.
4) If there is no data in the form, you can start entering information by typing into the fields of
the form. To submit the new record, press the Enter key with the cursor in the last field.
5) Other functions can be performed from the Form Navigation toolbar, including deleting a
record and adding a new record.
Tip
If a user tries to fill in the form and receives the error “Attempt to insert null into a
non-nullable column”, then the form designer should go back to the database and
confirm that the Primary Key field has the Auto Value set to Yes. This error will
prevent the form user from saving the records.
Advanced form customization
Linking a macro to a form control
You can set any form control (for example, text box or button) to perform an action when triggered
by some event. To see the full list of events, right-click on the form control when the design mode is
on, select Control and click on the Events tab.
To assign a macro to an event:
1) Create the macro. See Chapter 13, Getting Started with Macros, in the Getting Started
guide.
2) Be sure the form is in design mode. Right-click on the form control, select Control and click
on the Events tab.
3) Click the browse ( ) button to bring up the Assign action dialog (Figure 450).
4) Click the Macro button and select the macro from the list in the Macro Selector dialog. You
return to the Assign action dialog. Repeat as needed, then click OK to close the dialog.
Chapter 15 Using Forms in Writer 441

Figure 449: Control properties, Events tab
Macros can also be assigned to events relating to the form as a whole. To assign these, right-click
on a form control in the document, select Form and click on the Events tab.
Figure 450: Assign action dialog
442 LibreOffice 4.2 Writer Guide

Read-only documents
Having created your form, you want whoever is using it to be able to access the information stored
in the database, or complete the form, without changing the layout. To do this, make the document
read-only by choosing File > Properties > Security and selecting the Open file read-only option.
Fine-tuning database access permissions
By default, when a database is accessed from a form, any changes can be made to it: records can
be added, deleted, and amended. You may not want that behavior. For example, you may want
users to be able only to add new records or to be prohibited from deleting existing records.
In design mode, right-click on a form control and select Form from the context menu. On the Data
tab of the Form Properties dialog are a number of options: Allow additions, Allow deletions, Allow
modifications and Add data only. Set each of these to Yes or No to control the access users have
to the data source.
Individual fields can also be protected. This might be useful if you wanted a user to be able to
modify some parts of a record but only view others, such as a stock list where item descriptions are
fixed and quantities can be modified.
To make an individual field read-only, in design mode, right-click on the form control within the
document and select Control from the context menu. Select the General tab and set Read-only to
Yes.
Figure 451: Data Properties of a form
Chapter 15 Using Forms in Writer 443

#
You can customize the way form controls look and behave in a number of ways. These are all
accessed in design mode. Right-click on the form control, select Control from the context menu
and select the General tab in the Properties dialog.
•Set a label for the control in the Label box (not to be confused with the box called Label
Field). Some form controls, such as push buttons and option buttons, have visible labels
that can be set. Others, such as text boxes, do not.
•Set whether the form control will print out if the document is printed with the Print option.
•Use the Font setting to set the font, typeface, and size for a field’s label or for text typed
into a field. This setting does not affect the size of check boxes or option buttons.
•For a text box, you can set the maximum text length. This is very useful when adding
records into a database. Every database text field has a maximum length and, if the data
entered is too long, LibreOffice displays an error message. By setting the maximum text
length of the form control to be the same as that of the database field, this error can be
avoided.
•You can set the default option for a form control. By default, a control is blank, or has every
option unselected. You can set the control to start with a particular option or list item
selected.
•For controls where a password is being entered, setting the Password character (for
example to *) displays only that character, but saves what the user really types.
•You can add additional information and help text for a form control.
•Other formatting controls such as background color, 3-D look, text formatting, scroll bars,
and borders allow you to further define how the control appears.
XForms
XForms are a new type of web form, developed by the World Wide Web Consortium (W3C).
LibreOffice supports the XForms 1.0 open standard for creating web forms with XML.
In LibreOffice, an XForms document is a special type of Writer document. XForms use the same
controls as the ordinary forms described in this chapter.
After you create and save an XForms document, you can open the document, fill out the form, and
submit the changes to a server.
A detailed discussion of XForms is beyond the scope of this chapter, as it is related more to
databases than word processing.
444 LibreOffice 4.2 Writer Guide

Chapter 16
Customizing Writer

Introduction
This chapter describes some common customizations that you may wish to do.
You can customize menus, toolbars, and keyboard shortcuts in LibreOffice, add new menus and
toolbars, and assign macros to events. However, you cannot customize context (right-click) menus.
Other customizations are made easy by extensions that you can install from the LibreOffice
website or from other providers.
Note
Customizations to menus and toolbars can be saved in a template. To do so, first
save them in a document and then save the document as a template as described in
Chapter 10, Working with Templates.
Customizing menu content
In addition to changing the menu font (described in Chapter 2, Setting up Writer), you can add to
and rearrange categories on the menu bar, add commands to menus, and make other changes.
To customize menus:
1) Choose Tools > Customize.
2) On the Customize dialog, go to the Menus page.
Figure 452: The Menus page of the Customize dialog
3) In the Save In drop-down list, choose whether to save this changed menu for the
application (Writer) or for a selected document.
4) In the section LibreOffice Writer Menus, select from the Menu drop-down list the menu that
you want to customize. The list includes all the main menus as well as submenus, that is
menus that are contained under another menu. For example, in addition to File, Edit, View,
446 LibreOffice 4.2 Writer Guide

and so on, there is File | Send and File |Templates. The commands contained in the
selected menu are shown in the central part of the dialog.
5) To customize the selected menu, click on the Menu or Modify buttons. You can also add
commands to a menu by clicking on the Add button. These actions are described in the
following sections. Use the up and down arrows next to the Entries list to move the
selected menu item to a different position.
6) When you have finished making all your changes, click OK to save them.
Creating a new menu
In the Menus page of the Customize dialog, click New to display the Move Menu dialog, shown in
Figure 453.
1) Type a name for your new menu in the Menu name box.
2) Use the up and down arrow buttons to move the new menu into the required position on
the menu bar.
3) Click OK to save.
The new menu now appears on the list of menus in the Customize dialog.
After creating a new menu, you need to add some commands to it, as described in “Adding a
command to a menu” on page 448.
Figure 453: Adding a new menu
Modifying existing menus
To modify an existing menu, either user-made or inbuilt, select it in the Menu list and click the
Menu button to drop down a list of modifications: Move, Rename, Delete. Not all of these
modifications can be applied to all the entries in the Menu list. For example, Rename and Delete
are not available for the supplied menus, and Move is not available for submenus.
To move a menu (such as File), choose Menu > Move. The dialog shown in Figure 454 opens.
Use the up and down arrow buttons to move the menu into the required position.
Chapter 16 Customizing Writer 447

Figure 454: Moving a menu
To move submenus (such as File | Send), select the main menu (File) in the Menu list and then, in
the Menu Content section of the dialog, select the submenu (Send) in the Entries list and use the
arrow keys to move it up or down in the sequence. Submenus are easily identified in the Entries list
by a small black triangle on the right hand side of the name.
To rename a custom menu, selecting it in the Menu list, click the Menu button in the upper section
of the page, and select Rename.
To rename supplied menu items, supplied submenus, and custom submenus, select the item in the
Entries list, click the Modify button in the Menu Content section of the dialog, and select Rename.
Note
Changes to the menus are not immediately displayed. Changes saved to LibreOffice
Writer's menu are displayed the next time Writer is opened. Changes saved to a
document's menu are displayed the next time the document is opened.
In addition to renaming, you can allocate a letter in a custom menu's name, which will become
underlined, to be used as a keyboard shortcut, that allows you to select that menu when you press
Alt + that letter. Existing submenus can be edited to change the letter which is used to select them
from the keyboard once the menu is open.
1) Select a custom menu or a submenu in the Menu drop-down list.
2) Click the Menu button and select Rename.
3) Add a tilde (~) in front of the letter that you want to use as an accelerator. For example, to
select the Send submenu command by pressing S (after opening the File menu using
Alt+F), enter ~Send. This changes it from the default d.
Note
It is possible to use a letter already in use in the menu list (for example, in the Insert
menu, the letter v is used in Envelope and in Movie and sound as an accelerator).
However, you should use an unused letter if possible, to make it simpler for the user
to navigate.
Adding a command to a menu
You can add commands to the supplied menus and to menus you have created. On the Customize
dialog, select the menu in the Menu list and click the Add button in the Menu Content section of
the dialog. The Add Commands dialog is displayed.
448 LibreOffice 4.2 Writer Guide

Figure 455: Adding a command to a menu
On the Add Commands dialog, select a category and then the command, and click Add. The
dialog remains open, so you can select several commands. When you have finished adding
commands, click Close. Back on the Customize dialog, you can use the up and down arrow
buttons to arrange the commands in your preferred sequence.
Tip
You can also add a command to a menu by clicking on it and dragging to the Menu
list on the Customize dialog. Choose the menu you want to modify before dragging
the command. Thus, you can also place the command in your preferred location.
This procedure works too when you add a command to a toolbar (see “Adding a
command to a toolbar” on page 451).
Modifying menu entries
In addition to changing the sequence of entries on a menu or submenu, you can add submenus,
rename or delete the entries, and add group separators.
To begin, select the menu or submenu to be modified, from the Menu list near the top of the
Customize page, then select the entry in the Entries list under Menu Content. Click the Modify
button and choose the required action from the drop-down list of actions.
Add Submenu does just that. After adding a submenu, it can be selected in the Menu list in the
top section of the page and another submenu can be nested within it.
Add Separator adds a separator line after the highlighted entry.
Rename allows you to rename the entries and to modify the accelerator letter used in the menu
entry for items other than submenus (see “Modifying existing menus“ on page 447).
Delete removes the selected entry from the Entries list.
Chapter 16 Customizing Writer 449

Customizing toolbars
You can customize toolbars in several ways, including choosing which icons are visible and locking
the position of a docked toolbar (as described in Chapter 1, Introducing Writer), and adding or
deleting icons (commands) in the list of those available on a toolbar. You can also create new
toolbars. This section describes how to create new toolbars and add or delete icons on existing
ones.
Figure 456: The Toolbars page of the Customize dialog
To get to the toolbar customization dialog, do any of the following:
•On the toolbar, right-click in the toolbar and choose Customize Toolbar.
•Choose View > Toolbars > Customize from the menu bar.
•Choose Tools > Customize from the menu bar and go to the Toolbars page.
Modifying existing toolbars
To modify an existing toolbar:
1) In the Save In drop-down list, choose whether to save this changed toolbar for the
application (Writer) or for a selected document.
2) In the section LibreOffice Writer Toolbars, select from the Toolbar drop-down list the toolbar
that you want to modify.
3) Click on the Toolbar or Modify buttons to edit or remove items on the toolbar, and add
commands to a toolbar by clicking on the Add button. You can also create a new toolbar by
clicking on the New button. These actions are described in the following sections.
4) When you have finished making all your changes, click OK to save them.
450 LibreOffice 4.2 Writer Guide

Adding a command to a toolbar
If the list of available buttons for a toolbar does not include all the commands you want on that
toolbar, you can add commands. When you create a new toolbar, you need to add commands to it.
1) On the Toolbars page of the Customize dialog, select the toolbar in the Toolbar list and
click the Add button in the Toolbar Content section of the dialog.
2) The Add Commands dialog (Figure 455) is the same as for adding commands to menus.
Select a category and then the command, and click Add. The dialog remains open, so you
can select several commands. When you have finished adding commands, click Close. If
you insert an item which does not have an associated icon, the toolbar will display the full
name of the item: the next section describes how to choose an icon for a toolbar command.
3) Back on the Customize dialog, you can use the up and down arrow buttons to arrange the
commands in your preferred sequence.
4) When you are done making changes, click OK to save.
Tip
You can also add a command to a menu by clicking on it and dragging to the toolbar
on the Customize dialog. Choose the toolbar you want to modify before dragging the
command. Thus, you can also place the command in your preferred location.
Choosing icons for toolbar commands
Toolbar buttons usually have icons, not words, on them, but not all of the commands have
associated icons.
To choose an icon for a command, select the command in the Toolbar Content – Commands list in
the Customize dialog, and click Modify > Change icon. On the Change Icon dialog, you can scroll
through the available icons, select one, and click OK to assign it to the command.
To use a custom icon, create it in a graphics program and import it into LibreOffice by clicking the
Import button on the Change Icon dialog. Custom icons must be 16×16 in size and cannot contain
more than 256 colors.
Figure 457: Change Icon dialog
Chapter 16 Customizing Writer 451

Example: Adding a Fax icon to a toolbar
You can customize LibreOffice so that a single click on an icon automatically sends the current
document as a fax.
1) Be sure the fax driver is installed. Consult the documentation for your fax modem for more
information.
2) Choose Tools > Options > LibreOffice Writer > Print. The dialog shown in Figure 458
opens.
Figure 458: Setting up LibreOffice for sending faxes
3) Select the fax driver from the Fax list and click OK.
4) Right-click in the Standard toolbar. In the drop-down menu, choose Customize Toolbar.
The Toolbars page of the Customize dialog appears (Figure 456). Click Add.
5) On the Add Commands dialog (Figure 459), select Documents in the Category list, then
select Send Default Fax in the Commands list. Click Add, and then click Close. Now you
can see the new icon in the Commands list of the Toolbars page.
6) In the Commands list, click the up or down arrow button to position the new icon where you
want it. Click OK and then click Close. Your toolbar now has a new icon to send the current
document as a fax.
452 LibreOffice 4.2 Writer Guide

Figure 459: Adding a Send Fax command to a toolbar
Creating a new toolbar
To create a new toolbar:
1) Choose Tools > Customize > Toolbars from the menu bar.
2) Click New. On the Name dialog, Figure 460, type the new toolbar’s name and choose from
the Save In drop-down list where to save this changed menu: for the application (Writer) or
for a selected document.
Figure 460: Create a new toolbar
The new toolbar now appears on the list of toolbars in the Customize dialog. After creating a new
toolbar, you need to add some commands to it, as described above.
Assigning shortcut keys
In addition to using the built-in keyboard shortcuts (listed in Appendix A), you can define your own.
You can assign shortcuts to standard LibreOffice functions or your own macros and save them for
use with the entire LibreOffice suite.
Chapter 16 Customizing Writer 453

Caution
Be careful when reassigning your operating system’s or LibreOffice’s predefined
shortcut keys. Many key assignments are universally understood shortcuts, such as
F1 for Help, and are always expected to provide certain results. Although you can
easily reset the shortcut key assignments to the LibreOffice defaults, changing some
common shortcut keys can cause confusion, especially if other users share your
computer.
To adapt shortcut keys to your needs, use the Customize dialog, as described below.
1) Choose Tools > Customize > Keyboard. The Customize dialog opens.
2) To have the shortcut key assignment available in all components of LibreOffice, select the
LibreOffice button; to have it available only in Writer, select the Writer button.
3) Next select the required function from the Category and Function lists.
4) Now select the desired shortcut key in the Shortcut keys list at the top of the page and click
the Modify button on the right. The selection now appears in the Keys list on the lower
right.
5) Click OK to accept the change. Now the chosen shortcut key will execute the function
chosen in step 3 above whenever it is pressed.
Repeat as required.
Note
All existing shortcut keys for the currently selected Function are listed in the Keys
selection box. If the Keys list is empty, it indicates that no key combination has been
chosen for the selected function. If it is not empty, and you click Modify, the shortcut
key combination is added to the shortcut key(s) already assigned to the currently
selected function.
Shortcut keys that are grayed-out in the listing on the Customize dialog, such as F1
and F10, are not available for reassignment.
Example: Assigning styles to shortcut keys
You can configure shortcut keys to quickly assign styles in your document. Some shortcuts are
predefined, such as Ctrl+0 for the Text body paragraph style, Ctrl+1 for the Heading 1 style and
Ctrl+2 for Heading 2. You can modify these shortcuts and create your own.
1) Click Tools > Customize > Keyboard. The Keyboard page of the Customize dialog
(Figure 461) opens.
2) To have the shortcut key assignment available only for Writer, select Writer in the upper
right corner of the page; otherwise select LibreOffice to make it available to every
component.
3) Choose the shortcut key you want to assign a style to. In this example, we have chosen
Ctrl+9. This enables the Modify button.
4) In the Functions section at the bottom of the dialog, scroll down in the Category list to
Styles. Click the ► (or + sign, depending on your operating system) to expand the list of
styles.
5) Choose the category of style. (This example uses a paragraph style, but you can also
choose character styles and others.) The Function list will display the names of the
available styles for the selected category. The example shows some of LibreOffice’s
predefined styles.
6) To assign Ctrl+9 to be the shortcut key combination for the List 1 style, select List 1 in the
Function list, and then click Modify. Ctrl+9 now appears in the Keys list on the right, and
List 1 appears next to Ctrl+9 in the Shortcut keys box at the top.
454 LibreOffice 4.2 Writer Guide

7) Make any other required changes, and then click OK to save these settings and close the
dialog.
Figure 461. Defining keyboard shortcuts for applying styles
Example: Assigning macros to shortcut keys
A common use for assigning macros to shortcut keys is to enable quick and easy insertion of
special characters. This example shows how to set up keyboard shortcuts for inserting en-dashes
and em-dashes.
Note
To enable macro recording, go to Tools > Options > LibreOffice > Advanced and
select the Enable macro recording option. By default, this feature is turned off when
LibreOffice was installed on your computer.
First, you need to record a macro for inserting each type of dash. Then, you need to assign those
macros to shortcut key combinations.
1) Choose Tools > Macros > Record Macro to start recording a macro.
2) A small window is displayed, Figure 462, so you know that LibreOffice is recording. (This
window may look slightly different on different operating systems.)
Figure 462: Record macro
Chapter 16 Customizing Writer 455

3) Choose Insert > Special Characters to open the Special Characters dialog. Scroll down
until you find the en-dash (U+2013), Figure 463, and em-dash (U+2014) characters. Select
one of them and click OK.
Figure 463: Find and choose the en-dash
4) Click the Stop Recording button to stop recording, save the macro, and display the
LibreOffice Basic Macros dialog (see Figure 464). Type a descriptive name for the new
macro in the Macro name box on the upper left.
5) Be sure to open the library container named My Macros. Find the library named Standard
under My Macros. Select Module1 and click Save.
6) Repeat steps 1–4 to create other macros, for example to insert an em-dash.
7) Choose Tools > Customize > Keyboard tab (Figure 465). In the Shortcut keys list, pick an
unused combination (for example, Ctrl+Shift+N for an en-dash). In the Category list, scroll
down to LibreOffice Macros, click the ► (or + sign, depending on your operating system),
click the ► (or +) next to user, then click the ► (or +) next to Standard and choose
Module1. In the Function list, choose en_dash and click the Modify button on the upper
right. The selected key combination now appears in the Keys list on the lower right, and
en_dash appears next to Ctrl+Shift+N in the Shortcut keys list.
8) Repeat for the em-dash macro, selecting perhaps Ctrl+Shift+M for the shortcut key and
then click OK.
Tip
For inserting en- and em-dashes, and other special characters, you may find
extensions such as Compose Special Characters useful. See “Adding functionality
with extensions” on page 459.
456 LibreOffice 4.2 Writer Guide

Figure 464: Naming the new macro and storing it
Figure 465: Defining keyboard shortcuts for running macros
Chapter 16 Customizing Writer 457

Saving changes to a file
Changes to the shortcut key assignments can be saved in a keyboard configuration file for use at a
later time, thus permitting you to create and apply different configurations as the need arises. To
save keyboard shortcuts to a file:
1) After making your keyboard shortcut assignments, click the Save button on the Customize
dialog (Figure 461).
2) In the Save Keyboard Configuration dialog, Figure 466, select All files from the
Save as Type list.
3) Next enter a name for the keyboard configuration file in the File name box, or select an
existing file from the list. If you need to, browse to find a file from another location.
4) Click Save. A confirmation dialog appears if you are about to overwrite an existing file,
otherwise there will be no feedback and the file will be saved.
Figure 466: Save Keyboard Configuration
Loading a saved keyboard configuration
To load a saved keyboard configuration file and replace your existing configuration, click the Load
button on the Customize dialog, and then select the configuration file from the Load Keyboard
Configuration dialog.
Resetting the shortcut keys
To reset all of the keyboard shortcuts to their default values, click the Reset button near the bottom
right of the Customize dialog. Use this feature with care as no confirmation dialog will be displayed;
the defaults will be set without any further notice or user input.
458 LibreOffice 4.2 Writer Guide

Assigning macros to events
In LibreOffice, when something happens, we say that an event occurred. For example, a document
was opened, a key was pressed, or the mouse moved. You can associate a macro with an event,
so the macro is run when the event occurs. For example, a common use is to assign the “open
document” event to run a macro that performs certain setup tasks for the document.
To associate a macro with an event, use the Events page of the Customize dialog. For more
information, see Chapter 13, Getting Started with Macros, in the Getting Started guide.
Adding functionality with extensions
An extension is a package that can be installed into LibreOffice to add new functionality.
Several extensions are shipped bundled with LibreOffice and are installed with the program.
Others can be downloaded from various websites. The official extension repository is located at
http://extensions.libreoffice.org/. These extensions are free of charge.
Some extensions from other sources are free of charge; others are available for a fee. Check the
descriptions to see what licenses and fees apply to the ones that interest you.
Installing extensions
Extensions can be installed in any of three ways.
1) Directly from the *.oxt file in your system's file browser.
2) From your web browser if it can be configured to open this file type from a web page
hyperlink.
3) Directly from Tools > Extension Manager by clicking Add.
To install directly from a saved *.oxt file on your system, double-click the file.
To install from a suitably enabled web browser, select the hyperlink, and then select to Open the
file.
To install directly from Extension Manager:
1) In LibreOffice, select Tools > Extension Manager from the menu bar. You can deselect
the Installation option (which covers extensions bundled with LibreOffice) to easier view
those extensions that have been added by a user.
2) In the Extension Manager dialog (Figure 468), click Add.
3) A file browser window opens. Find and select the extension you want to install and click
Open.
4) Users with administrator or root privileges will see a dialog where they can choose to install
extensions "for all users" (shared) or "only for me" (user). Normal users without those
privileges can install, remove, or modify extensions only for their own use (user).
Figure 467: Dialog showing the installation choices
5) The extension begins installing.
Chapter 16 Customizing Writer 459

6) In all three cases, during the process you may be asked to accept a license agreement.
When the installation is complete, the extension is listed in the Extension Manager dialog.
Tip
To get extensions that are listed in the repository, you can open the Extension
Manager and click the Get more extensions online link. You do not need to
download them separately.
Figure 468: Using the Extension Manager
460 LibreOffice 4.2 Writer Guide

Appendix A
Keyboard Shortcuts
Using Writer Without a Mouse

Introduction
You can use LibreOffice without requiring a pointing device, such as a mouse or touchpad, by
using its built-in keyboard shortcuts.
LibreOffice has a general set of keyboard shortcuts, available in all components, and a component-
specific set directly related to the work of that component. This appendix lists the default set for
Writer. For general shortcuts, see Appendix A of the Getting Started guide.
For help with LibreOffice’s keyboard shortcuts, or using LibreOffice with a keyboard only, search
the LibreOffice Help using the “shortcut” or “accessibility” keywords.
In addition to using the built-in keyboard shortcuts listed in this Appendix, you can define your own.
See Chapter 16, Customizing Writer, for instructions.
Note
Some of the shortcuts listed here may not work if your operating system uses the
same shortcuts for other tasks.
To get around this problem, assign different keys to these shortcuts by reconfiguring
either LibreOffice (see Chapter 16) or your operating system (see system
documentation).
Tip for Macintosh users
Some keystrokes are different on a Mac from those used in Windows and Linux. The following
table gives some common substitutions for the instructions in this book. For a more detailed list,
see the application Help.
Windows or
Linux
Mac equivalent Effect
Right-click Control+click and/or right-click
depending on computer system
Open a context menu
Ctrl (Control) ⌘ (Command)Used with other keys
F5 Shift+⌘+F5 Open the Navigator
F11 ⌘+TOpen theStyles and Formatting window
462 LibreOffice 4.2 Writer Guide

Opening menus and menu items
Shortcut Keys Result
Alt+<?>
Opens a menu where <?> is the underlined character of the menu you want
to open. For example, Alt+F opens the menu File.
With the menu open, you will again find underlined characters. You can
access these menu items directly by simply pressing the underlined
character key. Where two menu items have the same underlined character,
press the character key again to move to the next item.
Example: to access the Printer Settings item of the File menu after opening
it, press R twice to move from the initial Digital Signatures selection to
Printer Settings.
Exception: Language in the Tools menu has no underlined characters.
F6
Repeatedly pressing F6 switches the focus and circles through the following
objects:
•Menu bar
•Every toolbar from top to bottom and from left to right
•Every free window from left to right
•Document
Shift+F6 Switches through objects in the opposite direction.
Ctrl+F6 Switches the focus to the document.
F10 or Alt Switches to the Menu bar and back.
Esc Closes an open menu.
Accessing a menu command
Press Alt or F6 or F10 to select the first item on the menu bar (the File menu). With the right-arrow,
the next menu to the right is selected; with the left-arrow, the previous menu. The Home and End
keys select the first and the last item on the Menu bar.
The down-arrow opens a selected menu. An additional down-arrow and up-arrow moves the
selection through the menu commands. The right-arrow opens any existing submenus.
Press Enter to execute the selected menu command.
Executing a toolbar command
Press F6 repeatedly until the first icon on the toolbar is selected. Use the right and left arrows to
select an icon on a horizontal toolbar. Similarly, use the up and down arrows to select an icon on a
vertical toolbar. The Home key selects the first icon on a toolbar and the End key, the last.
Press Enter to execute the selected icon. If the selected icon normally demands a consecutive
mouse action, such as inserting a rectangle, then pressing the Enter key is not sufficient: in these
cases press Ctrl+Enter.
•Press Ctrl+Enter on an icon for creating a draw object. A draw object will be placed into the
middle of the view, with a predefined size.
Appendix A Keyboard Shortcuts 463

•Press Ctrl+Enter on the Selection tool to select the first draw object in the document. If you
want to edit, size, or move the selected draw object, first use Ctrl+F6 to move the focus into
the document.
If a toolbar is longer than can be displayed on screen, it shows an icon at the right or lower edge.
Select the toolbar and press PageUp or PageDown to display the remaining icons.
Navigating and selecting with the keyboard
You can navigate through a document and make selections with the keyboard.
•To move the cursor, press the key or key combination given in the following table.
•To select the characters under the moving cursor, additionally hold down the Shift key when
you move the cursor.
Key Function Plus Ctrl key
Right, left arrow
keys
Moves the cursor one character to
the left or to the right.
Moves the cursor one word to the left
or to the right.
Up, down arrow
keys
Moves the cursor up or down one
line.
(Ctrl+Alt) Moves the current
paragraph up or down.
Home Moves the cursor to the beginning of
the current line.
Moves the cursor to the beginning of
the document.
End Moves the cursor to the end of the
current line.
Moves the cursor to the end of the
document.
PgUp Scrolls up one page. Moves the cursor to the header.
PgDn Scroll down one page. Moves the cursor to the footer.
Controlling dialogs
When you open any dialog, one element (such as a button, an option field, an entry in a list box, or
a checkbox) is highlighted or indicated by a dotted box around the field or button name. This
element is said to have the focus on it.
Shortcut Keys Result
Enter Activates the selected button. In most cases where no button is
selected, Enter is equivalent to clicking OK.
Esc
Closes the dialog without saving any changes made while it was
open. In most cases, Esc is equivalent to clicking Cancel. When an
open drop-down list is selected, Esc closes the list.
Spacebar Toggles a checkbox on or off.
Up, down arrow keys
Moves the focus up and down a list. Increases or decreases the
value of a variable. Moves the focus vertically within a section of a
dialog.
Right, left arrow keys Moves the focus horizontally within a section of a dialog.
Tab Advances the focus to the next section or element of a dialog.
464 LibreOffice 4.2 Writer Guide

Shortcut Keys Result
Shift+Tab Returns the focus to the previous section or element in a dialog.
Alt+Down-arrow Shows items in a drop-down list.
Macros
Shortcut Keys Result
Ctrl+* (multiplication sign:
on number pad only)
Runs a macro field.
Shift+Ctrl+Q Stops a running macro.
Shortcut keys for controlling documents and windows
Shortcut Keys Effect
Ctrl+O Opens a document.
Ctrl+S Saves the current document.
Ctrl+N Creates a new document.
Ctrl+Shift+N Opens Templates and Documents dialog.
Ctrl+P Opens the Print dialog.
Ctrl+F Activates the Find toolbar.
Ctrl+H Opens the Find & Replace dialog.
Ctrl+Shift+F Searches for the last entered search term.
Ctrl+Shift+J Toggles the view between full-screen mode and normal mode.
Ctrl+Shift+R Redraws the document view.
Ctrl+Shift+I Enables or disables the selection cursor in read-only text.
F1 Starts the LibreOffice Help.
In the LibreOffice Help: jumps to main help page.
Shift+F1 Opens Context Help.
Shift+F2 Turns on Extended Tips for the currently selected command, icon or
control.
F6 Sets focus in next subwindow (for example, document/data source
view).
Appendix A Keyboard Shortcuts 465

Shortcut Keys Effect
Shift+F6 Sets focus in previous subwindow.
F10 Activates the first menu (File menu).
Shift+F10 Opens the context menu.
Ctrl+F4 or Alt+F4 Closes the current document (closes LibreOffice when the last open
document is closed).
Ctrl+Q Exits application.
Function keys for Writer
Shortcut keys Effect
F1 Opens Writer Help at the Home page. Pressing F1 again opens the
home page of the active tab.
Shift+F1 Enables the extended help tips under the mouse pointer until the next
click.
F2 Opens or closes the Formula Bar.
Ctrl+F2 Opens the Fields dialog.
Shift+F2 Displays tips for the currently selected command, icon, or control.
F3 Inserts the AutoText entry corresponding to the typed shortcut.
Ctrl+F3 Opens the AutoText dialog, where you can edit an AutoText entry or
create a new entry from the selected text.
F4 Opens or closes the View Data Sources window.
Shift+F4 Selects the next frame.
F5 Opens or closes the Navigator.
Ctrl+Shift+F5 Opens the Navigator with cursor in page number field.
F7 Starts the spelling and grammar checker.
Ctrl+F7 Opens the Thesaurus.
F8 Turns Extension Selection mode on or off.
Ctrl+F8 Turns field shadings on or off.
Shift+F8 Turns Multiple Selection mode on or off.
Ctrl+Shift+F8 Turns Block Selection mode on or off.
F9 Updates fields.
466 LibreOffice 4.2 Writer Guide

Shortcut keys Effect
Ctrl+F9 Shows or hides field names.
Shift+F9 Calculates Table.
Ctrl+Shift+F9 Opens a dialog for editing input fields and lists.
F10 See “Opening menus and menu items“ on page 463 for details.
Ctrl+F10 Displays or hides non-printing characters.
F11 Opens or closes the Styles and Formatting window.
Shift+F11 Creates a new style from a selection.
Ctrl+Shift+F11 Updates a style.
F12 Turns paragraph numbering on or off.
Ctrl+F12 Inserts or edits a table.
Shift+F12 Turns bullets on or off.
Ctrl+Shift+F12 Turns numbering/bullets off.
Shortcut keys for Writer
Shortcut Keys Effect
Ctrl+A Selects all content in a document, unless the cursor is in a table (see
“Shortcut keys for tables” on page 470).
Ctrl+D Double underlines selected text or text typed afterward. Press again to
turn off.
Ctrl+E Centers the paragraph.
Ctrl+F Opens the Find toolbar.
Ctrl+H Opens the Find and Replace dialog.
Ctrl+J Justifies the paragraph.
Ctrl+L Aligns the paragraph to the left.
Ctrl+R Align the paragraph to the right.
Ctrl+M Removes direct formatting from the selected text or objects (as in
Format > Clear Direct Formatting).
Ctrl+[ Decreases the size of the selected text.
Ctrl+] Increases the size of the selected text.
Ctrl+Shift+B Subscripts selected text or text typed afterward. Press again to turn off.
Appendix A Keyboard Shortcuts 467

Shortcut Keys Effect
Ctrl+Shift+P Superscripts selected text or text typed afterward. Press again to turn
off.
Ctrl+Y Redoes last action.
Ctrl+Plus Key(+) Calculates the selected text and copies the result to the clipboard.
Ctrl+Hyphen(–) Inserts a conditional hyphen.
Ctrl+Shift+Hyphen (–) Inserts a non-breaking hyphen (not used for hyphenation).
Ctrl+Shift+X Stops applying direct character formats whilst typing, from the cursor
point onward.
Ctrl+/ (slash) Inserts a no-width optional line break.
Ctrl+Shift+Space Inserts a non-breaking space (not used for hyphenation and not
expanded if text is justified).
Shift+Enter Inserts a line break without paragraph change.
Ctrl+Enter Inserts a page break.
Ctrl+Shift+Enter Inserts a column break in multi-column texts.
Alt+Enter Inserts a new paragraph without numbering.
Alt+Enter Inserts a new paragraph directly before or after a section or a table.
Arrow Left Moves cursor to left.
Shift+Arrow Left Moves cursor with selection to the left.
Ctrl+Arrow Left Goes to beginning of word.
Ctrl+Shift+Arrow Left Selects to the left word by word.
Arrow Right Moves cursor to right.
Shift+Arrow Right Moves cursor with selection to the right.
Ctrl+Arrow Right Goes to start of next word.
Ctrl+Shift+Arrow Right Selects to the right word by word.
Arrow Up Moves up one line.
Shift+Arrow Up Selects lines in an upwards direction.
Arrow Down Moves cursor down one line.
Shift+Arrow Down Selects lines in a downward direction.
Home Goes to beginning of line.
Shift+Home Goes and selects to the beginning of a line.
End Goes to end of line.
468 LibreOffice 4.2 Writer Guide

Shortcut Keys Effect
Shift+End Goes and selects to end of line.
Ctrl+Home Goes to start of document.
Ctrl+Shift+Home Goes and selects text to start of document.
Ctrl+End Goes to end of document.
Ctrl+Shift+End Goes and selects text to end of document.
Ctrl+PageUp Switches cursor between text and header.
Ctrl+PageDown Switches cursor between text and footer.
Insert Turns Insert mode on or off.
PageUp Moves up one screen page.
Shift+PageUp Moves up one screen page with selection.
PageDown Moves down one screen page.
Shift+PageDown Moves down one screen page with selection.
Ctrl+Del Deletes text to end of word.
Ctrl+Backspace Deletes text to beginning of word.
Ctrl+Shift+Del Deletes text to end of sentence.
Ctrl+Shift+Backspace Deletes text to beginning of sentence.
Ctrl+Tab Uses next suggestion with automatic word completion.
Ctrl+Shift+Tab Use previous suggestion with automatic word completion.
Alt+W In the spelling checker dialog: Calls back the original unknown word
into the text box.
Ctrl+double-click or
Ctrl+Shift+F10
Docks or un-docks the Navigator, Styles and Formatting window, or
other windows.
Appendix A Keyboard Shortcuts 469

Shortcut keys for tables
Shortcut Keys Effect
Ctrl+A If the active cell is empty, Ctrl+A selects the whole table; otherwise, it
selects the contents of the active cell. Press Ctrl+A a second time to
select the entire table.
Ctrl+Home If the active cell is empty, Ctrl+Home moves the cursor to the
beginning of the table. Press Ctrl+Home again to move the cursor to
the beginning of document.
If the active cell is not empty, Ctrl+Home moves the cursor to the
beginning of the active cell. A second press of Ctrl+Home moves the
cursor to the beginning of the current table. A third press moves the
cursor to the beginning of the document.
Ctrl+End If the active cell is empty, Ctrl+End moves the cursor to the end of the
table. Press Ctrl+End again to move the cursor to the end of
document.
If the active cell is not empty, Ctrl+End moves the cursor to the end of
the active cell. A second press of Ctrl+End moves the cursor to the
end of the current table. A third press moves the cursor to the end of
the document.
Ctrl+Tab Inserts a tab stop (only in tables). Depending on the Window Manager
in use, Alt+Tab may be used instead.
Ctrl+Shift+Arrow Up Jumps to start of table.
Ctrl+Shift+Arrow Down Jumps to end of table.
Alt+Arrow keys Increases or decreases the size of the column or row on the right or
bottom cell edge.
Alt+Shift+Arrow keys Increases or decreases the size of the column or row on the left or top
cell edge.
Ctrl+Alt+Shift+Arrow keys Like Alt, but modifies only the active cell.
Alt+Insert Provides 3 seconds in Insert mode, during which time pressing an
arrow key inserts a row or column, or Ctrl+Arrow Key inserts a cell.
Alt+Del Provides 3 seconds in Delete mode, during which time pressing an
arrow key deletes a row or column, or Ctrl+Arrow Key merges the
active cell with the neighboring cell.
Ctrl+Shift+T Removes cell protection from all selected tables. If no table is
selected, then cell protection is removed from all of the tables in the
document.
Ctrl+Shift+Del If nothing is selected, the contents of the next cell are deleted. If cells
are selected, the whole row(s) of the selection are deleted. If all rows
are selected completely or partially, the entire table is deleted.
470 LibreOffice 4.2 Writer Guide

Shortcut keys for paragraphs and heading levels
Shortcut Keys Effect
Ctrl+0 (zero) Applies Text Body paragraph style.
Ctrl+1 Applies Heading 1 paragraph style.
Ctrl+2 Applies Heading 2 paragraph style.
Ctrl+3 Applies Heading 3 paragraph style.
Ctrl+4 Applies Heading 4 paragraph style.
Ctrl+5 Applies Heading 5 paragraph style.
Ctrl+Alt+Up Arrow
or Ctrl+Up Arrow
Moves the active paragraph or selected paragraphs up one
paragraph.
Ctrl+Alt+Down Arrow or
Ctrl+Down Arrow
Moves the active paragraph or selected paragraphs down one
paragraph.
Tab When the cursor is at the beginning of the heading text, moves a
heading in format Heading X (X = 1–9) down one level in the outline.
Does not affect the applied paragraph style.
Shift+Tab When the cursor is at the beginning of the heading text, moves a
heading in format Heading X (X = 2–10) up one level in the outline.
Does not affect the applied paragraph style.
Ctrl+Tab At the start of a heading: Inserts a tab stop. Depending on the Window
Manager in use, Alt+Tab may be used instead.
Shortcut keys for moving and resizing frames, graphics, and
objects
Shortcut Keys Effect
Esc Cursor is inside a text frame and no text is selected: Esc selects the
text frame.
Text frame is selected: Esc clears the cursor from the text frame.
F2 or Enter
or any key that produces a
character on screen
If a text frame is selected: positions the cursor to the end of the text in
the text frame. If you press any key that produces a character on
screen, and the document is in edit mode, the character is appended
to the text.
Alt+Arrow Keys Moves the selected object.
Alt+Ctrl+Arrow Keys Resizes an object by moving the lower right corner.
Alt+Ctrl+Shift+
Arrow Keys
Resizes an object by moving the top left corner.
Appendix A Keyboard Shortcuts 471

Shortcut Keys Effect
Ctrl+Tab Selects the anchor of an object (in Edit Points mode).
Shortcut keys in the Gallery
Shortcut keys Result
Tab Moves between areas.
Shift+Tab Moves between areas (backwards)
Shortcut keys in the New Theme area of the Gallery
Shortcut keys Result
Up Arrow Moves the selection up.
Down Arrow Moves the selection down.
Ctrl+Enter Opens the Properties dialog.
Shift+F10 Opens a context menu.
Ctrl+U Refreshes the selected theme.
Ctrl+R Opens the Enter Title dialog.
Ctrl+D Deletes the selected theme.
Insert Inserts a new theme.
Shortcut keys in the Gallery preview area
Shortcut keys Result
Home Jumps to the first entry.
End Jumps to the last entry.
Left Arrow Selects the next Gallery element on the left.
Right Arrow Selects the next Gallery element on the right.
Up Arrow Selects the next Gallery element above.
Down Arrow Selects the next Gallery element below.
Page Up Scroll up one screen.
472 LibreOffice 4.2 Writer Guide

Shortcut keys Result
Page Down Scroll down one screen.
Ctrl+Shift+Insert Inserts the selected object as a linked object into the current document.
Ctrl+I Inserts a copy of the selected object into the current document.
Ctrl+T Opens the Enter Title dialog.
Ctrl+P Switches between themes view and object view.
Spacebar Switches between themes view and object view.
Enter Switches between themes view and object view.
Step backward (only
in object view)
Switches back to main overview.
Selecting rows and columns in a database table (opened by F4)
Shortcut keys Result
Spacebar Toggles row selection, except when the row is in edit mode.
Ctrl+Spacebar Toggles row selection.
Shift+Spacebar Selects the current column.
Ctrl+Page Up Moves pointer to the first row.
Ctrl+Page Down Moves pointer to the last row.
Shortcut keys for drawing objects
Shortcut keys Result
Select the toolbar with F6. Use the
Down Arrow and Right Arrow to select
the desired toolbar icon and press
Ctrl+Enter.
Inserts a Drawing Object.
Select the document with Ctrl+F6 and
press Tab.
Selects a Drawing Object.
Tab Selects the next Drawing Object.
Shift+Tab Selects the previous Drawing Object.
Ctrl+Home Selects the first Drawing Object.
Ctrl+End Selects the last Drawing Object.
Appendix A Keyboard Shortcuts 473

Shortcut keys Result
Esc Ends Drawing Object selection.
Esc (in Handle Selection Mode) Exit Handle Selection Mode and return to Object
Selection Mode.
Up/Down/Left/Right Arrow Move the selected point (the snap-to-grid functions are
temporarily disabled, but end points still snap to each
other).
Alt+Up/Down/Left/Right Arrow Moves the selected Drawing Object one pixel (in
Selection Mode).
Re-sizes a Drawing Object (in Handle Selection Mode).
Rotates a Drawing Object (in Rotation Mode).
Opens the properties dialog for a Drawing Object.
Activates the Point Selection mode for the selected
drawing object.
Spacebar Select a point of a drawing object (in Point Selection
mode) / Cancel selection.
The selected point blinks once per second.
Shift+Spacebar Select an additional point in Point Selection mode.
Ctrl+Tab Select the next point of the drawing object (Point
Selection mode).
In Rotation mode, the center of rotation can also be
selected.
Ctrl+Shift+Tab Select the previous point of the drawing object (Point
Selection mode).
Ctrl+Enter A new drawing object with default size is placed in the
center of the current view.
Ctrl+Enter at the Selection icon Activates the first drawing object in the document.
Esc Leave the Point Selection mode. The drawing object is
selected afterwards.
Edit a point of a drawing object (Point Edit mode).
Any text or numerical key If a drawing object is selected, switches to edit mode and
places the cursor at the end of the text in the drawing
object. A printable character is inserted.
Alt key while creating or scaling a
graphic object
The position of the object's center is fixed.
Shift key while creating or scaling a
graphic object
The ratio of the object's width to height is fixed.
474 LibreOffice 4.2 Writer Guide

Index
A
accessibility features 462
accessibility options 52
address book 321
address data source 320
Advanced options 53
align cells in table 305
aligning graphics 266
alphabetic index
adding index entries 358
columns 364
creating 358
anchoring frames 133
antialiasing screen font 44
appearance options 52
arranging graphics 264, 265
Asian languages 67
Assign action dialog (form) 442
Attributes 76
AutoCaption 64, 271
AutoCorrect 70, 86, 104
Autofit 287
autoformat table 305
automatic caption 64, 300
automatic saving 32
AutoText 106
AutoText dialog box 404
AutoText for entering fields 404
B
Base main window 437
bibliographic database
adding entries 371
columns 369
creating 367
fields 369
filter 368
bibliography
creating 367
creating database 367
editing 378
Editing a reference 373
master document 388
paragraph style 377
references 372
book preview 170
booklet printing 167
bookmarks 114, 407, 408
brochure printing 167
bulleted list 86, 88
Bullets and Numbering toolbar 88
C
Caption dialog 272
captions 271
change case 118
change tracking options 62
character formatting 85
character styles
undoing 195
Citation
Modify 373
citations 372
clipboard 45
closing a document 35
closing LibreOffice 35
closing Writer 35
color options 47
columns
changing the number 129
defining 127
distributing text evenly 130
formatting 128
newspaper-style 130
separator lines 128
comments 110
comparing documents 109, 112
compatibility options 63
complex text layout languages 67
conditional content 412, 413
conditional text 413, 415
convert colors to grayscale 61
counting words 117
create document from template 308
cross-reference 157
cross-references
between documents 391
in headers or footers 410
inserting references 407
overview 114, 406
preparing headings as targets 391
setting references 392, 409
Ctrl-click required to follow hyperlinks 51
customizing
keyboard shortcuts 453
menus 446
toolbars 450
cutting and copying text 73
D
dashes 80
data source
accessing existing 438
accessing using a form 436
definition 320
database
access permissions 443
creating 436
Table Design window 437
Database Wizard 436, 439
decks 25
default file format 55
Index 475

default template 313
dictionaries 66
different first page 123
digital rights management (DRM) 178
digital signature 183
direct cursor 60
DocInformation field 414
docking/floating windows 20
document
closing 35
create from template 308
saving 32
saving as a Microsoft Word 32
document status option 43
document views 28
Documentation 11
double-sided printing 62
drag and drop 251
Drawing Object Properties toolbar 262
drawing objects
grouping 263
properties 262
Drawing toolbar 262
drawing tools 261
duplex printer 62
E
e-mail options 65
e-mailing
Mail Merge Wizard 181
several recipients 180
Writer document as attachment 180
edit document properties before saving 55
Edit Fields dialog box 418
en and em dashes 80
endnotes 91, 142
envelope
Addressee & sender information 170
Formatting address blocks 171
Mail Merge dialog 335
printing 170
envelope printing 170
EPS images in PDF 175
export directly as PDF 174, 180
exporting to PDF 174
extensions 459
F
fax icon, adding to toolbar 452
fax sending 174
Fax Wizard 310
FDF 176
features 18
field names, show/hide 412
field shadings on/off 412
fields
automatic updating 418
AutoText entry 406
AutoText for entering 404
bookmark 114, 408
bookmarks 407
converting into text 412
cross-reference 114, 406
DocInformation 414
document properties 402
document title 410
entering 400
fixed content 403, 412
gray background on screen 400
hidden text 416
in headers and footers 410
keyboard shortcuts 412
number range variable 404
page count 411
page number 400, 410
placeholder 418
updating 412
user-defined variable 406, 414
Fields dialog box
Cross-references tab 407, 409
DocInformation tab 403
Document page 403
Document tab 410
Functions tab: conditional text 415
Functions tab: hidden text 416
Functions tab: placeholder field 419
open using keyboard 412
References tab 392
file locations 47
file sharing options 49
Fill Format mode 187
finding and replacing text 74
Finding special characters 78
floating toolbars 20
font family 60
font history 45
font options 48
font preview 45
font replacements 48
font size, relative 223
fonts, default 60
footnote formatting 92
footnote or endnote marker 91
footnotes 91, 142
form
accessing data sources 436
adding form controls 431
configuring controls 426
configuring form controls 434
control formatting options 444
creating 425
customization, advanced 441
data entry form creation 439
database access permissions 443
design mode 425
entering data 441
example of creating a form 431
476 LibreOffice 4.2 Writer Guide

form controls reference 427
form properties 440
Form Properties dialog 440
inserting form controls 426
linking macro to a control 441
read-only 443
toolbars 425
when to use 424
XForms 444
425
Form Controls toolbar 425
Form Design toolbar 425, 429
form letter
creating with wizard 336
Form Properties dialog 440
Format 138
Format Number dialog 138
Formatting Aids options 59
formatting, finding and replacing 77
frame
anchoring 133
border 133
creating 131
linking 134
moving, resizing, and changing attributes 132
Frame dialog 132, 135
G
Gallery
creating a new theme 276
deleting images 276
deleting objects 276
Hide/Show button 255
location 277
opening 254
general options 42
general options for Writer 58
graphics
adding captions 271
adding from file 251
alignment 264
arrangement 264
linking 252
modifying 255
positioning 263
resizing 259
wrapping text around 266
grid intervals 60
H
headers and footers 145, 410
Help 42
Help system 10
hidden paragraphs 413
hidden section 140
hidden sections 413
hidden text 413, 416
Hide/Show button 255
HTML compatibility 57
HTML documents 60
hyperlinks
editing 117
inserting 114
hyphenation 102
manual 104
I
icon size and style 44
Icons 44
image map 274
images
adding from file 251
linking 252
resizing 259
scanned 254
wrapping text around 266
indent distance 58
indents 84
index
capitalizing entries 362
creating 358
customizing 360
key 360, 362
sorting entries 362
index entries 358
customizing 360, 362
editing 365
Index Link character style 354
Insert Bookmark dialog 392, 409
Insert Image dialog 252
Insert Index Entry dialog 360
Insert Index/Table dialog 350
Insert Section dialog 138
Insert Section dialog box 417
International Support 11
K
keyboard shortcuts
assigning 453, 462
customizing 454
loading from a file 458
resetting to default values 458
saving to a file 458
select nonconsecutive items 72
keyboard shortcuts for fields 412
L
label printing 172
labels
printing 172
landscape page in portrait document 125
landscape pages 123
language settings 66
LibreLogo 277
licensing of LibreOffice 14
line numbering 108
Index 477

lines 86
linked styles 217
linking 114
linking frames 134
load/save options 53
loading styles 189
locale settings 66
logical expressions 413
M
macro
linking to a form control 441
macros
assigning to events 459
mail merge
Adjust Layout dialog 342
Create Salutation dialog 341
edit saved file 331
envelopes 335
Mail Merge dialog 326, 335
Match Fields dialog 340
overview 320
personalize documents 344
save, print or send 345
Select Address Block dialog 338
Select Address List dialog 338
Address Block dialog 339
Mail Merge dialog 326, 335
mail merge e-mail options 65
Mail Merge Wizard
e-mailing Writer document 181
mailing labels 327
marginal notes 136
margins, changing 126
master document
anchoring pictures to page 396
bibliography 388
changing styles 390
combining several documents 382
creating 381
creating one file 395
cross-referencing between subdocuments 391
editing 390
editing subdocuments 391
exporting to .odt file 395
index 388
Navigator 394
no existing documents 384
planning 384
splitting one document 381
styles 380, 384
subdocument creation 385
subdocument inclusion 387
table of contents 388
template 385
title page 386
Match Fields dialog 340
measurement unit 85
memory options 43
menus 19
adding commands 448
creating 447
customizing 446
modifying 447
modifying entries 449
merge cells in table 305
merging and splitting cells in table 289
merging documents 112
Microsoft Office file conversion 56
Microsoft Word 63
middle mouse button function 45
More (Form) Controls toolbar 425, 428
mouse positioning 45
N
name and initials of user 42
Navigator
in master document 394
in normal document 35
nested tables 283
newsletter layout 121
non-breaking hyphen 79
non-breaking spaces 79
number range variable 404
number recognition 62, 137, 295
numbered lists 86, 88
numbering pages 150
numbering pages by chapter 153
numbering sequence, defining 404
O
Open Source Initiative (OSI) 14
Open/Save dialogs 43
Organiser page 216
organizing templates 315
orientation of page 123
overwrite mode 117
OXT files 312
P
page break, manual 122
page count in header or footer 411
page count, problem 156
page layout
choosing best method 120
different first page 123
headers and footers 145
landscape page 123
landscape page in portrait document 125
margins, changing 126
newsletter 121
orientation 123
portrait headers on landscape pages 147
snaking columns 121
using columns 127
using frames 130
478 LibreOffice 4.2 Writer Guide

using sections 138
using styles 122
using tables 136
page number
automatic 150
numbering by chapter 153
odd and even 155
restarting 155
restarting, problems 156
page numbers 400
page styles 122
paragraph
formatting 81
spacing at tops of pages 64
paragraph ends 59
paragraph markers 130
paragraph styles
Alignment page 221
background and borders 228
conditional 228
drop cap 227
Font options 223
Indents & Spacing 219
next style 204
Outline & Numbering 227
outline levels 207
Position page 224
Rotating text 225
Text flow 221
password protection 33
password-protect PDF 178
pasting text 73
path options 47
PDF
blank page export 176
digital rights management (DRM) 178
embed standard fonts 176
encrypt 178
EPS (Encapsulated PostScript) images 175
export documents to 174
image compression and resolution 175
initial view selection 176
pages to export 175
password-protect 178
security settings 178
tagged 176
user interface settings 177
PDF Options dialog 175
personal data, removing 184
Personalization 51
pictures
adding 275
adding from file 251
linking 252
resizing 259
transparency 257
wrapping text around 266
placeholder field 418
preview of fonts 45
print file directly 164
print options 46, 61
printer metrics 63
printer settings 54
printer warnings 46
printing
black and white on color printer 169
booklet 167
brochure 167
choosing what to print 164
envelopes 170
grayscale on color printer 169
labels 172
multiple pages per sheet 165
page orientation 165
previewing 169
selecting what to print 167
169
Properties dialog 401, 426
protecting a document 109
Q
Quickstarter
enabling 44
Windows 29
R
read-only forms 443
recording changes 109, 110
redlines 109
redo 40
Register-true 221
regular expressions 74
rejecting changes 111
relative font size 223
removing personal data 184
replacement table (font) 48
revision marks 109
rulers 22, 84
rulers, changing margins 126
S
Save 32
scaling factor 44
scanner 254
screen font antialiasing 44
searching in Japanese 67
section
boundaries 52
conditional 417
creating 138
deleting 144
editing the format 143
hidden 417
hiding 140
linking 139
links, updating 144
naming 139
Index 479

password-protecting 140
saving 143
uses of 138
write-protecting 140
security 33
security options 49
Select Address Block dialog 338
Select Address List dialog 338
selecting text 72
selection clipboard 45
send document as e-mail 180
shortcut keys 462
Sidebar 25
sideheads 136
snaking columns 121
snap to grid 60
sorting data in a table 305
spacing at tops of pages 64
spacing between paragraphs and tables 64
special characters 79
spelling 94
spelling options 67
split cells in table 305
spreadsheet functions in table 297
Style dialog 200
styles
assigning to shortcut keys 454
creating by drag and drop 190
loading from template or document 189
next style 204
relative font size 223
tab stops 226
updating from selection 189
Styles and Formatting window 187
styles filters
Hide 190
subdocuments 381, 384, 385
sum cells in table 305
superordinate object settings 294
support 10
system font for user interface 44
T
Tab panel 25
tab stops 58, 84, 226
table
allow to break across pages 293
autoformat 305
automatic caption 300
background colors and graphics 291
borders 290
boundaries 52, 293
caption 298
heading 283
linking graphic file 292
merging and splitting 289
nested table 283
number recognition 295
page layout using 136
page or column break 293
properties 282
resizing rows and columns 287
rows 288
sort cells 305
spacing at tops of pages 64
spreadsheet functions 297
sum cells 305
text flow 293
Table Design window 437
Table Format dialog box
Text Flow tab 125
Table menu and toolbar 304
table of contents
adding elements 353
background 355
changing number of levels included 350
character styles 353
columns 355
creating 348
creating from additional styles 351
creating from an outline 351
creating from index marks 351
customizing 349
deleting 358
editing 357
formating entries 351
graphic in background 159
Internet Link character style 354
paragraph style 354
protecting against manual changes 350
scope 351
Tab parameters 354
Tab position relative to Paragraph Style indent
354
updating 357
Table options 62
tear-off toolbars 19
template
create document from 30, 308
creating from document 309
creating using wizard 310
deleting 316
description 308
editing 311
exporting 317
folders 315
importing 316
moving 316
setting a default 313
update document styles from 311
text boundaries 52
text flow in tables 293
text size in user interface 44
text wrapping 266
theme 51
deleting 277
theme, Gallery 275
480 LibreOffice 4.2 Writer Guide

themes (Gallery) 276
thesaurus 102
toolbars 19
adding commands 451
choosing icons for commands 451
creating 453
tooltips 42
tracking changes 109, 110
transparency 257
two-digit years 43
U
undo 39
update fields and charts automatically 58
update links when loading 58
updating fields 412
URL Recognition 114
User Data options 42
User guides 11
user-defined variable field 406
user-specific settings 54
Using wildcards 78
V
variables 413
view options 44
View options for Writer 59
W
wildcards 74
wizard
Address Data Source 320
Mail Merge 336
word completion 105
word count 117
workspace 18
wrap off 267
wrap through 270
wrapping text around graphics 266
X
XForms 444
Y
year (two digits) 43
80
Address Block dialog 339
Index 481

482 LibreOffice 4.2 Writer Guide
