Cloud Control Basic Installation Guide OEM 02 PDF 132
User Manual:
Open the PDF directly: View PDF
.
Page Count: 294 [warning: Documents this large are best viewed by clicking the View PDF Link!]
- Contents
- Preface
- Part I Preinstallation Requirements for Enterprise Manager Cloud Control
- 1 Hardware Requirements for Enterprise Manager Cloud Control
- 2 Package, Kernel Parameter, and Library Requirements for Enterprise Manager Cloud Control
- 3 Creating Operating System Groups and Users for Enterprise Manager Cloud Control
- 3.1 About the Operating System Groups and Users Required for Installing Enterprise Manager Cloud Control
- 3.2 Creating the Operating System Groups and Users Required for Installing Enterprise Manager Cloud Control
- 4 Installing Cygwin and Starting the SSH Daemon
- Part II Installation of Enterprise Manager Cloud Control
- 5 Installing Oracle Enterprise Manager Cloud Control
- 5.1 Introduction to Installing an Enterprise Manager System
- 5.2 Before You Begin Installing an Enterprise Manager System
- 5.3 Prerequisites for Installing an Enterprise Manager System
- 5.4 Installing an Enterprise Manager System for a Demonstration Site (Simple Configuration)
- 5.5 Installing an Enterprise Manager System for a Production Site (Advanced Configuration)
- 5.5.1 Advanced Installer Options Supported for Installing an Enterprise Manager System for a Production Site (Advanced Installation)
- 5.5.2 Limitations with the Advanced Options Supported for Installing an Enterprise Manager System for a Production Site (Advanced Installation)
- 5.5.3 Automatically Setting Database Parameters and Converting the Management Repository to Support a Deployment Size (Large, Medium, or Small)
- 5.6 Enabling Hybrid Cloud Management
- 5.7 Performing Postinstallation Tasks After Installing an Enterprise Manager System
- 6 Installing Oracle Management Agents
- 6.1 Overview of Installing Management Agents Using Agent Gold Images
- 6.2 Installing Management Agents Using Agent Gold Images
- 6.2.1 Getting Started with Installing Management Agents Using an Agent Gold Image Version
- 6.2.2 Installing a Standalone Oracle Management Agent Using Add Host Targets Wizard or EM CLI
- 6.2.2.1 Overview of Installing Standalone Management Agents Using Add Host Targets Wizard or EM CLI
- 6.2.2.2 Before You Begin Installing Standalone Management Agents Using Add Host Targets Wizard or EM CLI
- 6.2.2.3 Meeting the Generic Prerequisites for Installing Standalone Management Agents Using Add Host Targets Wizard or EM CLI
- 6.2.2.4 Meeting the Management Agent Software Prerequisites for Installing Standalone Management Agents Using Add Host Targets Wizard or EM CLI
- 6.2.2.5 Installing Standalone Management Agents Using Add Host Targets Wizard or EM CLI
- 6.2.2.5.1 Installing Standalone Management Agents Using Add Host Targets Wizard
- 6.2.2.5.2 Format of the Host List File
- 6.2.2.5.3 Installing Standalone Management Agents Using EM CLI
- 6.2.2.5.4 Installing 12c Standalone Management Agents Using EM CLI
- 6.2.2.5.5 Supported Additional Parameters for Installing Standalone Management Agents Using Add Host Targets Wizard or EM CLI
- 6.2.2.6 After Installing Standalone Management Agents Using Add Host Targets Wizard or EM CLI
- 6.2.2.7 Creating an Agent Gold Image
- 6.2.3 Creating an Agent Gold Image Version
- 6.2.4 Setting a Particular Agent Gold Image Version as the Current Version
- 6.2.5 Installing Management Agents Using an Agent Gold Image
- 6.3 Troubleshooting Management Agents
- 7 Adding Additional Oracle Management Services
- 7.1 Introduction to Adding an Additional Oracle Management Service
- 7.2 Before You Begin Adding an Additional Oracle Management Service
- 7.3 Prerequisites for Adding an Additional Oracle Management Service
- 7.4 Adding an Additional Oracle Management Service
- 7.5 Performing Postinstallation Tasks After Adding an Additional Oracle Management Service
- 8 Installing JVM Diagnostic Agents
- 5 Installing Oracle Enterprise Manager Cloud Control
- Part III Setting Up Enterprise Manager Cloud Control 13c Release
- 9 Setting Up Enterprise Manager Cloud Control Using the Initial Setup Console
- 9.1 Configuring Oracle Software Library Using the Initial Setup Console to Store Software Entities
- 9.2 Configuring Proxies for OMS-to-Management Agent Communication
- 9.3 Configuring Proxies Using the Initial Setup Console for OMS-My Oracle Support Communication
- 9.4 Adding Additional Oracle Management Service Using the Initial Setup Console
- 9.5 Configuring Outgoing Mail Servers (SMTP Servers) Using the Initial Setup Console
- 9.6 Registering My Oracle Support Credentials Using the Initial Setup Console
- 9.7 Creating Users Using the Initial Setup Console
- 9.8 Creating Roles Using the Initial Setup Console
- 9 Setting Up Enterprise Manager Cloud Control Using the Initial Setup Console
- Part IV Appendix
- A Overview of the EM Prerequisite Kit
- B Validating Command Locations
- C Creating a Database Instance with Preconfigured Repository Using Database Templates
- D Accessing the Enterprise Manager Certification Matrix
- E Installing Management Agents on Microsoft Windows Target Hosts Without Using Cygwin
- F Installing Browser Certificates
- Index

Oracle® Enterprise Manager
Cloud Control Basic Installation Guide
13c Release 2
E73473-07
May 2017
Oracle Enterprise Manager Cloud Control Basic Installation Guide, 13c Release 2
E73473-07
Copyright © 2016, 2017, Oracle and/or its affiliates. All rights reserved.
Primary Author: Oracle Corporation
Contributors: Enterprise Manager Cloud Control Development Teams, Quality Assurance Teams,
Customer Support Teams, and Product Management Teams.
This software and related documentation are provided under a license agreement containing restrictions on
use and disclosure and are protected by intellectual property laws. Except as expressly permitted in your
license agreement or allowed by law, you may not use, copy, reproduce, translate, broadcast, modify, license,
transmit, distribute, exhibit, perform, publish, or display any part, in any form, or by any means. Reverse
engineering, disassembly, or decompilation of this software, unless required by law for interoperability, is
prohibited.
The information contained herein is subject to change without notice and is not warranted to be error-free. If
you find any errors, please report them to us in writing.
If this is software or related documentation that is delivered to the U.S. Government or anyone licensing it on
behalf of the U.S. Government, then the following notice is applicable:
U.S. GOVERNMENT END USERS: Oracle programs, including any operating system, integrated software,
any programs installed on the hardware, and/or documentation, delivered to U.S. Government end users are
"commercial computer software" pursuant to the applicable Federal Acquisition Regulation and agency-
specific supplemental regulations. As such, use, duplication, disclosure, modification, and adaptation of the
programs, including any operating system, integrated software, any programs installed on the hardware,
and/or documentation, shall be subject to license terms and license restrictions applicable to the programs.
No other rights are granted to the U.S. Government.
This software or hardware is developed for general use in a variety of information management applications.
It is not developed or intended for use in any inherently dangerous applications, including applications that
may create a risk of personal injury. If you use this software or hardware in dangerous applications, then you
shall be responsible to take all appropriate fail-safe, backup, redundancy, and other measures to ensure its
safe use. Oracle Corporation and its affiliates disclaim any liability for any damages caused by use of this
software or hardware in dangerous applications.
Oracle and Java are registered trademarks of Oracle and/or its affiliates. Other names may be trademarks of
their respective owners.
Intel and Intel Xeon are trademarks or registered trademarks of Intel Corporation. All SPARC trademarks are
used under license and are trademarks or registered trademarks of SPARC International, Inc. AMD, Opteron,
the AMD logo, and the AMD Opteron logo are trademarks or registered trademarks of Advanced Micro
Devices. UNIX is a registered trademark of The Open Group.
This software or hardware and documentation may provide access to or information about content, products,
and services from third parties. Oracle Corporation and its affiliates are not responsible for and expressly
disclaim all warranties of any kind with respect to third-party content, products, and services unless
otherwise set forth in an applicable agreement between you and Oracle. Oracle Corporation and its affiliates
will not be responsible for any loss, costs, or damages incurred due to your access to or use of third-party
content, products, or services, except as set forth in an applicable agreement between you and Oracle.

Contents
Preface............................................................................................................................................................... vii
Audience ...................................................................................................................................................... vii
Purpose of the Document .......................................................................................................................... vii
Documentation Accessibility ................................................................................................................... viii
Conventions................................................................................................................................................ viii
Part I Preinstallation Requirements for Enterprise Manager Cloud Control
1 Hardware Requirements for Enterprise Manager Cloud Control
1.1 CPU, RAM, Heap Size, and Hard Disk Space Requirements for Oracle Management
Service................................................................................................................................................... 1-1
1.2 CPU, RAM, and Hard Disk Space Requirements for Oracle Management Agent, Hybrid
Cloud Agent, Hybrid Cloud Gateway Agent ................................................................................. 1-3
1.3 CPU, RAM, and Hard Disk Space Requirements for Oracle Management Repository......... 1-5
2 Package, Kernel Parameter, and Library Requirements for Enterprise Manager
Cloud Control
2.1 Package Requirements for Enterprise Manager Cloud Control ................................................ 2-1
2.1.1 About the Logic Used by the Enterprise Manager Cloud Control Installation
Wizard to Verify the Packages.................................................................................................. 2-1
2.1.2 Identifying the Installed Packages...................................................................................... 2-2
2.1.3 Package Requirements for Oracle Management Service................................................. 2-3
2.1.4 Package Requirements for Oracle Management Agent................................................... 2-6
2.2 Kernel Parameter Requirements for Enterprise Manager Cloud Control................................ 2-9
2.2.1 Kernel Parameter Requirements for Oracle Management Service ................................ 2-9
2.2.2 Kernel Parameter Requirements for Oracle Management Agent ................................ 2-11
2.3 Library Requirements for Enterprise Manager Cloud Control................................................ 2-11
2.3.1 Library Requirements for Oracle Management Service ................................................ 2-11
2.3.2 Library Requirements for Oracle Management Agent .................................................. 2-12
iii
3 Creating Operating System Groups and Users for Enterprise Manager Cloud
Control
3.1 About the Operating System Groups and Users Required for Installing Enterprise
Manager Cloud Control ..................................................................................................................... 3-1
3.2 Creating the Operating System Groups and Users Required for Installing Enterprise
Manager Cloud Control ..................................................................................................................... 3-2
3.2.1 Creating the Oracle Inventory Group for Enterprise Manager Cloud Control .......... 3-2
3.2.2 Creating the Oracle Software Owner User for Enterprise Manager Cloud Control ... 3-3
4 Installing Cygwin and Starting the SSH Daemon
4.1 About the Cygwin Requirement for Installing Management Agents....................................... 4-1
4.2 Before You Begin Installing Cygwin.............................................................................................. 4-2
4.3 Installing Cygwin ............................................................................................................................. 4-4
4.4 Configuring SSH............................................................................................................................... 4-9
4.5 After Installing Cygwin and Configuring SSH .......................................................................... 4-13
Part II Installation of Enterprise Manager Cloud Control
5 Installing Oracle Enterprise Manager Cloud Control
5.1 Introduction to Installing an Enterprise Manager System ......................................................... 5-1
5.1.1 Overview of the Installation Types Offered for Enterprise Manager Cloud Control . 5-2
5.1.2 Overview of the Core Components Installed and Configured with an Enterprise
Manager System.......................................................................................................................... 5-4
5.1.3 Overview of the Directories Created for an Enterprise Manager System..................... 5-6
5.2 Before You Begin Installing an Enterprise Manager System...................................................... 5-7
5.3 Prerequisites for Installing an Enterprise Manager System ..................................................... 5-10
5.4 Installing an Enterprise Manager System for a Demonstration Site (Simple Configuration)
.............................................................................................................................................................. 5-17
5.5 Installing an Enterprise Manager System for a Production Site (Advanced Configuration)
.............................................................................................................................................................. 5-35
5.5.1 Advanced Installer Options Supported for Installing an Enterprise Manager
System for a Production Site (Advanced Installation) ........................................................ 5-60
5.5.2 Limitations with the Advanced Options Supported for Installing an Enterprise
Manager System for a Production Site (Advanced Installation) ....................................... 5-61
5.5.3 Automatically Setting Database Parameters and Converting the Management
Repository to Support a Deployment Size (Large, Medium, or Small) ............................ 5-62
5.6 Enabling Hybrid Cloud Management ......................................................................................... 5-63
5.7 Performing Postinstallation Tasks After Installing an Enterprise Manager System ............ 5-63
6 Installing Oracle Management Agents
6.1 Overview of Installing Management Agents Using Agent Gold Images................................. 6-1
6.1.1 Overview of Agent Gold Images ........................................................................................ 6-2
iv
6.1.2 Components of an Agent Gold Image Version................................................................. 6-2
6.1.3 Advantages of Provisioning, Upgrading, and Updating Management Agents Using
a Gold Image Version................................................................................................................. 6-2
6.2 Installing Management Agents Using Agent Gold Images........................................................ 6-3
6.2.1 Getting Started with Installing Management Agents Using an Agent Gold Image
Version.......................................................................................................................................... 6-3
6.2.2 Installing a Standalone Oracle Management Agent Using Add Host Targets
Wizard or EM CLI ...................................................................................................................... 6-4
6.2.3 Creating an Agent Gold Image Version........................................................................... 6-52
6.2.4 Setting a Particular Agent Gold Image Version as the Current Version..................... 6-56
6.2.5 Installing Management Agents Using an Agent Gold Image....................................... 6-57
6.3 Troubleshooting Management Agents ........................................................................................ 6-73
6.3.1 Troubleshooting Management Agent Crashes That Occur Due to
java.lang.OutOfMemoryError Errors .................................................................................... 6-73
7 Adding Additional Oracle Management Services
7.1 Introduction to Adding an Additional Oracle Management Service ....................................... 7-1
7.2 Before You Begin Adding an Additional Oracle Management Service.................................... 7-2
7.3 Prerequisites for Adding an Additional Oracle Management Service ..................................... 7-3
7.4 Adding an Additional Oracle Management Service ................................................................. 7-16
7.4.1 Selecting Credentials........................................................................................................... 7-19
7.5 Performing Postinstallation Tasks After Adding an Additional Oracle Management
Service................................................................................................................................................. 7-20
8 Installing JVM Diagnostic Agents
8.1 Overview of Java Virtual Machine Diagnostics ........................................................................... 8-1
8.2 Overview of Deploying a JVMD Agent on an Oracle Cloud Target......................................... 8-2
8.3 Before you Begin Installing JVMD Agents.................................................................................... 8-2
8.4 Prerequisites for Installing JVMD Agents..................................................................................... 8-3
8.5 Deploying JVMD Agents on Monitored WebLogic Domains.................................................... 8-3
8.6 After You Install JVMD Agents ...................................................................................................... 8-5
Part III Setting Up Enterprise Manager Cloud Control 13c Release
9 Setting Up Enterprise Manager Cloud Control Using the Initial Setup Console
9.1 Configuring Oracle Software Library Using the Initial Setup Console to Store Software
Entities .................................................................................................................................................. 9-1
9.2 Configuring Proxies for OMS-to-Management Agent Communication .................................. 9-3
9.3 Configuring Proxies Using the Initial Setup Console for OMS-My Oracle Support
Communication .................................................................................................................................. 9-4
9.4 Adding Additional Oracle Management Service Using the Initial Setup Console................. 9-4
9.5 Configuring Outgoing Mail Servers (SMTP Servers) Using the Initial Setup Console.......... 9-5
9.6 Registering My Oracle Support Credentials Using the Initial Setup Console......................... 9-6
v
9.7 Creating Users Using the Initial Setup Console........................................................................... 9-6
9.8 Creating Roles Using the Initial Setup Console ........................................................................... 9-7
Part IV Appendix
A Overview of the EM Prerequisite Kit
A.1 About EM Prerequisite Kit .................................................................................................................... A-1
A.2 Running the EM Prerequisite Kit........................................................................................................... A-1
A.2.1 Running the EM Prerequisite Kit on GUI ................................................................................. A-2
A.3 Viewing the Log Files Created by the EM Prerequisite Kit ............................................................... A-3
A.4 Repository Prerequisite Checks Run by the EM Prerequisite Kit..................................................... A-5
B Validating Command Locations
B.1 Overview of Property Files ..................................................................................................................... B-1
B.2 Validating the Command Locations ...................................................................................................... B-2
C Creating a Database Instance with Preconfigured Repository Using Database
Templates
C.1 About Preconfiguring the Management Repository in Your Database ........................................... C-1
C.2 Creating a Database Instance with Preconfigured Repository Using Database Templates.......... C-1
C.3 Creating a Database Instance with Preconfigured Repository Using Database Templates for
CDB and PDB............................................................................................................................................... C-4
D Accessing the Enterprise Manager Certification Matrix
D.1 Accessing the Enterprise Manager Certification Matrix .................................................................... D-1
E Installing Management Agents on Microsoft Windows Target Hosts Without
Using Cygwin
E.1 Installing Management Agents Using PsExec when the OMS Platform is Unix-based................. E-1
E.2 Installing Management Agents Using PsExec when the OMS Platform is Microsoft Windows.. E-5
F Installing Browser Certificates
F.1 Installing Browser Certificates to Google Chrome Version 44+ ........................................................ F-1
Index
vi

Preface
Oracle Enterprise Manager Cloud Control Basic Installation Guide enables you to install
Enterprise Manager Cloud Control 13c.
Note:
For more information on the releases Enterprise Manager Cloud Control has
had so far, see Procuring the Software in the Oracle Enterprise Manager Cloud
Control Advanced Installation and Configuration Guide
This preface covers the following topics:
•Audience
•Purpose of the Document
•Documentation Accessibility
•Conventions
Audience
Oracle Enterprise Manager Cloud Control Basic Installation Guide is meant for system
administrators who want to install a new Enterprise Manager system, an additional
Oracle Management Service, or an additional Oracle Management Agent, especially in
graphical mode.
Purpose of the Document
Oracle Enterprise Manager Cloud Control Basic Installation Guide describes how you can
perform the following operations:
• Installing Enterprise Manager Cloud Control in graphical mode.
• Installing an additional Oracle Management Service in graphical mode.
• Installing Oracle Management Agent in graphical mode.
• Installing JVM Diagnostics Agents in graphical mode.
vii

Documentation Accessibility
For information about Oracle's commitment to accessibility, visit the Oracle
Accessibility Program website at http://www.oracle.com/pls/topic/lookup?
ctx=acc&id=docacc.
Access to Oracle Support
Oracle customers that have purchased support have access to electronic support
through My Oracle Support. For information, visit http://www.oracle.com/pls/
topic/lookup?ctx=acc&id=info or visit http://www.oracle.com/pls/
topic/lookup?ctx=acc&id=trs if you are hearing impaired.
Conventions
The following text conventions are used in this document:
Convention Meaning
boldface Boldface type indicates graphical user interface elements associated
with an action, or terms defined in text or the glossary.
italic Italic type indicates book titles, emphasis, or placeholder variables for
which you supply particular values.
monospace Monospace type indicates commands within a paragraph, URLs, code
in examples, text that appears on the screen, or text that you enter.
viii

Part I
Preinstallation Requirements for Enterprise
Manager Cloud Control
This part describes the preinstallation requirements you must meet before installing
any of the core components of Enterprise Manager Cloud Control. In particular, this
part contains the following chapters:
•Hardware Requirements for Enterprise Manager Cloud Control
•Package, Kernel Parameter, and Library Requirements for Enterprise Manager
Cloud Control
•Creating Operating System Groups and Users for Enterprise Manager Cloud
Control
•Installing Cygwin and Starting the SSH Daemon

1
Hardware Requirements for Enterprise
Manager Cloud Control
This chapter describes the minimum hardware requirements you must meet before
installing Oracle Management Service (OMS), Oracle Management Agents
(Management Agents), and Oracle Management Repository (Management
Repository).
In particular, this chapter covers the following:
•CPU, RAM, Heap Size, and Hard Disk Space Requirements for Oracle
Management Service
•CPU, RAM, and Hard Disk Space Requirements for Oracle Management Agent,
Hybrid Cloud Agent, Hybrid Cloud Gateway Agent
•CPU, RAM, and Hard Disk Space Requirements for Oracle Management
Repository
Note:
The hardware requirements outlined in this chapter can relate to either
physical or virtual hardware. If you are allocating virtual resources, you must
ensure that the underlying physical hardware is not over subscribed and can
support the allocated virtual resources.
WARNING:
Do not install Enterprise Manager Cloud Control 13c on servers of SPARC
series: T1000, T2000, T5xx0, and T3-*. For more information, see My Oracle
Support note 1590556.1.
1.1 CPU, RAM, Heap Size, and Hard Disk Space Requirements for Oracle
Management Service
Table 1-1 describes the minimum CPU, physical memory (RAM), heap size, and hard
disk space requirements for installing an OMS (including a Management Agent that
comes with it).
Hardware Requirements for Enterprise Manager Cloud Control 1-1

Note:
If you plan to have the OMS and the Management Repository on the same
host, then meet the requirements described in Table 1-1 and Table 1-3, and
make sure the CPU, RAM, and hard disk space requirements are a
combination of the values mentioned in both tables.
Caution:
The requirements mentioned in Table 1-1 indicate the minimum configuration
required at the time of installation. Understandably, over a period of time,
depending on the use of Enterprise Manager resources, you might have to
upgrade to a higher configuration than the one you maintained at the time of
installation. For example, the hard disk space required at the time of
installation is 18 GB, but depending on the use of Oracle Software Library,
generation of log files, and so on, you might require more space eventually.
Table 1-1 Minimum CPU, RAM, Heap Size, and Hard Disk Space Requirements Per
OMS
- Evaluation
or Simple
Installation
Advanced
Installation
(SMALL)
Advanced
Installation
(MEDIUM)
Advanced Installation
(LARGE)
Deployment
Size
Evaluation
or Simple
Small Medium Large
Configuration 1 OMS,
<100
Targets, <10
Agents, <3
Concurrent
User
Sessions
1 OMS,
<1000
Targets,
<100
Agents, <10
Concurrent
User
Sessions
2 OMSes,
>=1000 but
<10,000
Targets, >=100
but <1000
Agents,>=10
but <25
Concurrent
User Sessions
2 OMSes,
>=10,000
Targets,
>=1000
Agents, >=25
but <=50
Concurrent
User
Sessions
4 OMSes,
>=10,000
Targets,
>=1000
Agents, >=25
but <=50
Concurrent
User
Sessions
CPU Cores/
Host
(Can be shared
with other
processes)
2 4 6 12 6
RAM1
(With Oracle BI
Publisher and
JVMD Engine)
10 GB 10 GB 12 GB 24 GB 12 GB
Hard Disk
Space
(With Oracle
Software
Library, Oracle
BI Publisher,
and JVMD
Engine)
28 GB 28 GB 28 GB 28 GB 28 GB
CPU, RAM, Heap Size, and Hard Disk Space Requirements for Oracle Management Service
1-2 Oracle Enterprise Manager Cloud Control Basic Installation Guide

Table 1-1 (Cont.) Minimum CPU, RAM, Heap Size, and Hard Disk Space
Requirements Per OMS
- Evaluation
or Simple
Installation
Advanced
Installation
(SMALL)
Advanced
Installation
(MEDIUM)
Advanced Installation
(LARGE)
Temporary
Directory Hard
Disk Space
10 GB 10 GB 10 GB 10 GB 10 GB
Oracle
WebLogic
Server JVM
Heap Size
1 GB 1.7 GB 4 GB 8 GB 4 GB
1The physical memory mentioned here includes .5 GB of RAM required for Oracle BI Publisher. At the
time of installation, if you choose not to configure Oracle BI Publisher, then the actual physical memory
required can be .5 GB less than what is mentioned here.
1.2 CPU, RAM, and Hard Disk Space Requirements for Oracle
Management Agent, Hybrid Cloud Agent, Hybrid Cloud Gateway Agent
The following are the minimum CPU, RAM, and hard disk space requirements for
installing Oracle Management Agents (Management Agent), Hybrid Cloud Agents,
and Hybrid Cloud Gateway Agents.
Caution:
The requirements mentioned in this section indicate the minimum
configuration required at the time of installation. Understandably, over a
period of time, depending on the use of Enterprise Manager resources, you
might have to upgrade to a higher configuration than the one you maintained
at the time of installation. For example, the hard disk space required at the
time of installing a Shared Agent is 15 MB, but depending on its use, generation
of log files, and so on, you might require more space eventually.
Note:
• The CPU cores can be shared with other processes.
• For a Hybrid Cloud Agent and for a Hybrid Cloud Gateway Agent, the
requirements are the same as the requirements mentioned for a
standalone Management Agent.
CPU, RAM, and Hard Disk Space Requirements for Oracle Management Agent, Hybrid Cloud Agent, Hybrid Cloud Gateway Agent
Hardware Requirements for Enterprise Manager Cloud Control 1-3

Table 1-2 CPU, RAM, and Hard Disk Space Requirements for Oracle Management Agent, Hybrid
Cloud Agent, Hybrid Cloud Gateway Agent
- CPU
Cores
Per
Host
RAM Agent
Base
Director
y Space
Swap
Spac
e
Temporary
Directory Space Stage/Working
Directory Space Agent Instance
Home
Agent Installation
Using the Add
Host Targets
Wizard or Any of
the Silent
Methods
2 512
MB
1.5 GB 500
MB
1 GB N/A Included as part
of the Agent Base
Directory space.
Agent Cloning
Using the Add
Host Targets
Wizard or Any of
the Silent
Methods
2 512
MB
1.5 GB 500
MB
500 MB N/A Included as part
of the Agent Base
Directory space.
Agent Installation
Using Agent
Gold Images
2 512
MB
1.5 GB 500
MB
500 MB 750 MB Included as part
of the Agent Base
Directory space.
Agent Gold
Image Creation
N/A N/A N/A N/A N/A 1 GB N/A
Agent Gold
Image Staging
N/A N/A N/A N/A N/A 1 GB N/A
Agent Gold
Image Update
2 512
MB
1.5 GB 500
MB
500 MB 1 GB Included as part
of the Agent Base
Directory space.
Shared Agent
Installation -
Master Agent
2 512
MB
1.5 GB 500
MB
1 GB if the
master agent is
installed using
the Add Host
Targets Wizard
or using any of
the silent
methods.
500 MB if the
master agent is
installed using
an Agent Gold
Image, or
installed by
cloning an
existing
Management
Agent using the
Add Host
Targets Wizard
or using any of
the silent
methods.
750 MB if the
master agent is
installed using
an Agent Gold
Image.
N/A if the
master agent is
installed using
any other
method.
Included as part
of the Agent Base
Directory space.
CPU, RAM, and Hard Disk Space Requirements for Oracle Management Agent, Hybrid Cloud Agent, Hybrid Cloud Gateway Agent
1-4 Oracle Enterprise Manager Cloud Control Basic Installation Guide

Table 1-2 (Cont.) CPU, RAM, and Hard Disk Space Requirements for Oracle Management Agent,
Hybrid Cloud Agent, Hybrid Cloud Gateway Agent
- CPU
Cores
Per
Host
RAM Agent
Base
Director
y Space
Swap
Spac
e
Temporary
Directory Space Stage/Working
Directory Space Agent Instance
Home
Shared Agent
Installation -
Shared Agent
2 512
MB
N/A N/A 500 MB N/A 16 MB
1.3 CPU, RAM, and Hard Disk Space Requirements for Oracle
Management Repository
Table 1-3 describes the minimum RAM and hard disk space requirements for
configuring a Management Repository:
Note:
If you plan to have the Management Repository and the OMS on the same
host, then meet the requirements described in Table 1-3 and Table 1-1, and
make sure the CPU, RAM, and hard disk space requirements are a
combination of the values mentioned in both tables.
Caution:
The requirements mentioned in Table 1-3 indicate the minimum configuration
required at the time of installation. Understandably, over a period of time,
depending on the use of Enterprise Manager resources, you might have to
upgrade to a higher configuration than the one you maintained at the time of
installation. For example, the hard disk space required at the time of
installation is 19 GB, but depending on the use of the Management Repository
over time, you might require more space eventually.
Table 1-3 Minimum CPU, RAM, and Hard Disk Space Requirements for
Management Repository
- Evaluation or
Simple
Installation
Advanced
Installation
(SMALL)
Advanced
Installation
(MEDIUM)
Advanced
Installation
(LARGE)
Deployment
Size
- Small Medium Large
Configuration 1 OMS, <100
Targets, <10
Agents, <3
Concurrent
User Sessions
1 OMS, <1000
Targets, <100
Agents, <10
Concurrent
User Sessions
2 OMSes, >=1000
but <10,000
Targets, >=100 but
<1000 Agents,>=10
but <25 Concurrent
User Sessions
> 2 OMSes,
>=10,000 Targets,
>=1000 Agents,
>=25 but <=50
Concurrent User
Sessions
CPU, RAM, and Hard Disk Space Requirements for Oracle Management Repository
Hardware Requirements for Enterprise Manager Cloud Control 1-5

Table 1-3 (Cont.) Minimum CPU, RAM, and Hard Disk Space Requirements for
Management Repository
- Evaluation or
Simple
Installation
Advanced
Installation
(SMALL)
Advanced
Installation
(MEDIUM)
Advanced
Installation
(LARGE)
CPU Cores/
Host1
- 4 6 12
RAM - 7 GB 10 GB 18 GB
Hard Disk
Space
23 GB
(SYSTEM: 600
MB,
MGMT_TABLE
SPACE: 15 GB,
MGMT_ECM_
DEPOT_TS: 1
GB,
MGMT_AD4J_
TS: 3 GB, TEMP
3 GB, ARCHIVE
LOG OFF)
147 GB
(SYSTEM: 600
MB,
MGMT_TABLE
SPACE: 100 GB,
MGMT_ECM_
DEPOT_TS: 1
GB,
MGMT_AD4J_
TS: 10 GB,
TEMP 10 GB,
ARCHIVE LOG
AREA: 25 GB)
455 GB
(SYSTEM: 600 MB,
MGMT_TABLESPA
CE: 300 GB,
MGMT_ECM_DEP
OT_TS: 4 GB,
MGMT_AD4J_TS:
30 GB, TEMP 20
GB, ARCHIVE LOG
AREA: 100 GB)
649 GB
(SYSTEM: 600
MB,
MGMT_TABLES
PACE: 400 GB,
MGMT_ECM_DE
POT_TS: 8 GB,
MGMT_AD4J_TS:
50 GB, TEMP 40
GB, ARCHIVE
LOG AREA: 150
GB)
1For high availability, Oracle Real Application Cluster (Oracle RAC) database must be set up.
CPU, RAM, and Hard Disk Space Requirements for Oracle Management Repository
1-6 Oracle Enterprise Manager Cloud Control Basic Installation Guide

2
Package, Kernel Parameter, and Library
Requirements for Enterprise Manager
Cloud Control
This chapter describes the packages, kernel parameters settings, and libraries required
on different platforms (32-bit and 64-bit) for installing a new Enterprise Manager
system, an additional Oracle Management Service (OMS), and a standalone Oracle
Management Agent (Management Agent).
In particular, this chapter covers the following:
•Package Requirements for Enterprise Manager Cloud Control
•Kernel Parameter Requirements for Enterprise Manager Cloud Control
•Library Requirements for Enterprise Manager Cloud Control
Note:
The packages and libraries are NOT required for Microsoft Windows
platforms.
2.1 Package Requirements for Enterprise Manager Cloud Control
This section lists the packages required on different platforms (32-bit and 64-bit) for
installing an OMS or a Management Agent. In particular, this section covers the
following:
•About the Logic Used by the Enterprise Manager Cloud Control Installation
Wizard to Verify the Packages
•Identifying the Installed Packages
•Package Requirements for Oracle Management Service
•Package Requirements for Oracle Management Agent
2.1.1 About the Logic Used by the Enterprise Manager Cloud Control Installation Wizard
to Verify the Packages
The Enterprise Manager Cloud Control Installation Wizard runs prerequisite checks to
verify these packages. If the packages are not found or if the packages are found to be
of a lower version than what is required at a minimum, then the wizard prompts you
to install the required packages of the required version before proceeding with the
installation or upgrade.
Package, Kernel Parameter, and Library Requirements for Enterprise Manager Cloud Control 2-1

The package name contains two parts, mainly the name and the version separated by a
hyphen. For example, for libstdc++43-4.3 package, libstdc++43 is the name
and 4.3 is the version of the package.
The Enterprise Manager Cloud Control Installation Wizard verifies the package name
as well as the version required for a particular platform. For example, if libstdc+
+43-4.3 is required for SUSE Linux Enterprise 11, and if libstdc++46-4.6.1 is found
instead, then the wizard will report this as a missing package and prompt you to
install libstdc++43-4.3. This is because libstdc++46-4.6.1 is not a higher version of
libstdc++43-4.3; libstdc++46 and libstdc++43 are two different packages (the former is
46 and the latter is 43).
You can have a package of a higher version than what is required, but not a different
package and not a package of a lower version. For example, if libstdc++43-4.3 is
required for SUSE Linux Enterprise 11, and if libstdc++43-6.7 is found instead, then
the wizard will not report this as an issue, and will pass the prerequisite check. This is
because, in this case, libstdc++43-6.7 is a higher version of libstdc++43-4.3, which is
required at a minimum (the former is 43 and so is the latter).
Therefore, as a prerequisite, make sure you install all the required packages listed in
this chapter for your respective platform.
2.1.2 Identifying the Installed Packages
To identify the packages already installed on your system, run the following
command. If the command does not list the packages listed in Package Requirements
for Oracle Management Service or Package Requirements for Oracle Management
Agent, then install them manually.
For Linux Platforms
rpm -qa --queryformat "%{NAME}-%{VERSION}-%{RELEASE}(%{ARCH})\n"
| grep glibc
The command lists all the packages installed on the system. The 32-bit ones are
appended with (i386) or (i686), and the 64-bit ones are appended with
(x86_64).
For example, if you run the command on a 32-bit system, you should see something
similar to the following:
glibc-devel-2.3.4-2.43(i386)
glibc-headers-2.3.4-2.43(i386)
glibc-2.3.4-2.43(i686)
compat-glibc-headers-2.3.2-95.30(i386)
glibc-profile-2.3.4-2.43(i386)
glibc-utils-2.3.4-2.43(i386)
glibc-kernheaders-2.4-9.1.103.EL(i386)
glibc-common-2.3.4-2.43(i386)
compat-glibc-2.3.2-95.30(i386)
For example, if you run the command on a 64-bit system, you should see something
similar to the following:
glibc-common-2.3.4-2.43(x86_64)
glibc-devel-2.3.4-2.43(x86_64)
glibc-profile-2.3.4-2.43(x86_64)
glibc-headers-2.3.4-2.43(x86_64)
glibc-utils-2.3.4-2.43(x86_64)
glibc-2.3.4-2.43(x86_64)
Package Requirements for Enterprise Manager Cloud Control
2-2 Oracle Enterprise Manager Cloud Control Basic Installation Guide

For Solaris Platforms
pkginfo <package_name>
For example,
pkginfo SUNWbtool
For AIX Platforms
lslpp -l <package name>
For example,
lslpp -l bos.perf.proctools
For HP Platforms
To determine whether a bundle, product, or fileset is installed, enter the following
command, where level is either bundle, product, or fileset:
# /usr/sbin/swlist -l level |more
For example,
/usr/sbin/swlist -l bundle |grep QPK
2.1.3 Package Requirements for Oracle Management Service
Table 2-1 lists the packages required on different platforms (32-bit and 64-bit) for
installing a new Enterprise Manager system or an additional OMS.
Table 2-1 Package Requirements for Oracle Management Service
Platform 32-Bit Packages for 32-
Bit Platform 64-Bit Packages for 64-Bit
Platform
Oracle Linux 7.x
Red Hat Enterprise Linux
7
Here, x refers to the version
of the Oracle Linux release.
For example, Oracle Linux
7.2, where 7 is the release
number and 2 is the version
number.
Not Supported • make-3.82-21
• binutils-2.23
• gcc-4.8.2-16
• libaio-0.3.109-12
• glibc-common-2.17-55
• libstdc++-4.8.2-16
• sysstat-10.1.5-4
• glibc-devel 2.17-55 (i686) (This
is a 32-bit package)
• glibc-devel 2.17-55 (x86_64)
(This is a 64-bit package)
• libXtst-1.2.2-2 (x86_64)
Package Requirements for Enterprise Manager Cloud Control
Package, Kernel Parameter, and Library Requirements for Enterprise Manager Cloud Control 2-3

Table 2-1 (Cont.) Package Requirements for Oracle Management Service
Platform 32-Bit Packages for 32-
Bit Platform 64-Bit Packages for 64-Bit
Platform
Oracle Linux 6.x
Red Hat Enterprise Linux
6
Here, x refers to the version
of the Oracle Linux release.
For example, Oracle Linux
6.2, where 6 is the release
number and 2 is the version
number.
Not Supported • make-3.81
• binutils-2.20
• gcc-4.4.4
• libaio-0.3.107
• glibc-common-2.12-1
• libstdc++-4.4.4
• libXtst-1.0.99 (x86_64)
• sysstat-9.0.4
• glibc-devel-2.12-1.7 (i686) (This
is a 32-bit package)
• glibc-devel-2.12-1.7 (x86_64)
(This is a 64-bit package)
•(Applicable only for Oracle Linux
6.2, which includes RH6.2 and
UEK 6.2) glibc-2.12-1.47.0.2
SUSE Linux Enterprise 12 Not Supported • make-4.0-2.107.x86_64 (x86_64)
• binutils-4.0-2.107 (x86_64)
• gcc-4.8-6.189 (x86_64)
• libstdc++48-
devel-4.8.3+r212056-6.3
(x86_64)
• libstdc++48-
devel-32bit-4.8.3+r212056-6.3
(x86_64)
• gcc48-4.8.3+r212056-6.3
(x86_64)
• gcc48-c++-4.8.3+r212056-6.3
(x86_64)
• gcc48-32bit-4.8.3+r212056-6.3
(x86_64)
SUSE Linux Enterprise 11 Not Supported • make-3.80
• binutils-2.16.91.0.5
• gcc-4.3-62.198 (x86_64)
• libstdc++43-
devel-4.3.3_20081022-11.18
(x86_64)
• gcc43-4.3.3_20081022-11.18
(x86_64)
• gcc43-c++-4.3.3_20081022-11.18
(x86_64)
• gcc43-32bit-4.3.3_20081022-11.1
8 (x86_64)
• glibc-devel-2.5-49 (i686) (This is
a 32-bit package)
• glibc-devel-2.5-49 (x86_64)
(This is a 64-bit package)
Package Requirements for Enterprise Manager Cloud Control
2-4 Oracle Enterprise Manager Cloud Control Basic Installation Guide

Table 2-1 (Cont.) Package Requirements for Oracle Management Service
Platform 32-Bit Packages for 32-
Bit Platform 64-Bit Packages for 64-Bit
Platform
Solaris SPARC 5.11
Note
Update level 10 or higher
is supported on Solaris
platforms.
Not Supported • SUNWbtool
• SunWhea or system/header
• SUNWlibm
• SUNWlibms
• SUNWsprot
• SUNWtoo
• SUNWxwplt (This is for setting
xwindow)
• SUNWfont-xorg-core (This
package is required only for GUI-
based interactive installation, and
not for silent installation)
• SUNWlibC
• SUNWcsl
Solaris SPARC 5.10
Also supported on Solaris
Local Container
Not Supported SUNWbtool
Solaris x86-64 5.11 Not Supported • SUNWbtool
• SunWhea or system/header
• SUNWlibm
• SUNWlibms
• SUNWsprot
• SUNWtoo
• SUNWxwplt (This is for setting
xwindow)
• SUNWfont-xorg-core (This
package is required only for GUI-
based interactive installation, and
not for silent installation)
• SUNWlibC
• SUNWcsl
Solaris x86-64 5.10 Not Supported • SUNWbtool
• SUNWarc
• SUNWhea
• SUNWlibm
• SUNWlibms
• SUNWsprot
• SUNWtoo
• SUNWi1of
• SUNWi1cs
• SUNWi15cs
• SUNWxwfnt
Package Requirements for Enterprise Manager Cloud Control
Package, Kernel Parameter, and Library Requirements for Enterprise Manager Cloud Control 2-5

Table 2-1 (Cont.) Package Requirements for Oracle Management Service
Platform 32-Bit Packages for 32-
Bit Platform 64-Bit Packages for 64-Bit
Platform
IBM AIX 7.1
Note: All maintenance
levels are supported.
Check the maintenance
level using the following
command:
oslevel -r
Not Supported • bos.adt.base(0.0)
• bos.adt.lib(0.0)
• bos.adt.libm(0.0)
• bos.perf.libperfstat(0.0)
• bos.perf.perfstat(0.0)
• bos.perf.proctools(0.0)
• rsct.basic.rte(0.0)
• rsct.compat.clients.rte(0.0)
• xlC.aix61.rte.(10.1.0.0)
• xlC.rte.(10.1.0.0)
IBM AIX 6.1
Note: All maintenance
levels are supported.
Check the maintenance
level using the following
command:
oslevel -r
Not Supported • bos.adt.base(0.0)
• bos.adt.lib(0.0)
• bos.adt.libm(0.0)
• bos.perf.libperfstat(0.0)
• bos.perf.perfstat(0.0)
• bos.perf.proctools(0.0)
• rsct.basic.rte(0.0)
• rsct.compat.clients.rte(0.0)
• xlC.aix61.rte.(9.0.0.0)
• xlC.rte.(9.0.0.0)
HP-UX Itanium 11.31 Not Supported • OS-Core(B.11.31)
• Minimum Compiler Version
aCC: HP C/aC++ B9007AA (C.
11.31.07)
• Patches
(PHSS_31850,PHSS_31851,PHS
S_31854,PHSS_31855,PHSS_33
275,PHSS_33276,PHSS_33278,P
HSS_33279,PHSS_33277,PHSS_
33279,PHSS_32213,PHCO_3242
6,PHCO_31553,PHKL_33552,P
HKL_32645,PHKL_32646,PHK
L_32632,PHKL_33552,PHKL_3
2645,PHKL_32646,PHKL_3263
2,PHKL_32646,PHKL_33552,P
HKL_32645,PHKL_32632,PHK
L_31500)
2.1.4 Package Requirements for Oracle Management Agent
Table 2-2 lists the packages required on different platforms (32-bit and 64-bit) for
installing a Management Agent.
Package Requirements for Enterprise Manager Cloud Control
2-6 Oracle Enterprise Manager Cloud Control Basic Installation Guide

WARNING:
The GCC packages mentioned in this section are required during installation
and also after installation, therefore do not deinstall them after installation.
During installation, they are required for relinking binaries, and after
installation they are required for discovering hosts and for collecting real-time
monitoring modules on Linux hosts. Do NOT deinstall any of the GCC
packages after installation.
Table 2-2 Package Requirements for Oracle Management Agent
Platform 32-Bit Packages for
32-Bit Platform 64-Bit Packages for 64-Bit Platform
Oracle Linux 7.x
Red Hat Enterprise Linux
7
Here, x refers to the version
of the Oracle Linux release.
For example, Oracle Linux
7.2, where 7 is the release
number and 2 is the version
number.
Default Packages Are
Sufficient
• make-3.82-21
• binutils-2.23
• gcc-4.8.2-16
• libaio-0.3.109-12
• glibc-common-2.17-55
• libstdc++-4.8.2-16
• sysstat-10.1.5-4
Oracle Linux 6.x
Here, x refers to the version
of the Oracle Linux release.
For example, Oracle Linux
6.2, where 6 is the release
number and 2 is the version
number.
• make-3.81
• binutils-2.20
• gcc-4.4.4
• libaio-0.3.107
• glibc-
common-2.12-1.
7
• libstdc++-4.4.4
• sysstat-9.0.4
• make-3.81
• binutils-2.20
• gcc-4.4.4
• libaio-0.3.107
• glibc-common-2.12-1.7
• libstdc++-4.4.4
• sysstat-9.0.4
Red Hat Enterprise Linux
6
• make-3.81
• binutils-2.20
• gcc-4.1.1
• libaio-0.3.106
• glibc-
common-2.3.4
• libstdc++-4.1.1
• sysstat-5.0.5
• make-3.81
• binutils-2.20
• gcc-4.1.1
• libaio-0.3.106
• glibc-common-2.3.4
• libstdc++-4.1.1
• sysstat-5.0.5
SUSE Linux Enterprise 12 Not Supported • make-4.0
• binutils-2.24
• gcc48-c++-4.8.3
• gcc48-4.8.3
• gcc48-32bit-4.8.3
• gcc-4.8
• libstdc++48-devel-4.8.3
• libstdc++48-devel-32bit
SUSE Linux Enterprise 11 • make-3.80
• binutils-2.19
• gcc-4.3
• make-3.80
• binutils-2.16.91.0.5
• gcc -4.1.0
Package Requirements for Enterprise Manager Cloud Control
Package, Kernel Parameter, and Library Requirements for Enterprise Manager Cloud Control 2-7

Table 2-2 (Cont.) Package Requirements for Oracle Management Agent
Platform 32-Bit Packages for
32-Bit Platform 64-Bit Packages for 64-Bit Platform
Solaris SPARC 5.11
Note
Update level 10 or higher
is supported on Solaris
platforms.
Not Supported • SUNWbtool
• SUNWlibm
• SUNWlibms
• SUNWsprot
• SUNWtoo
• SUNWlibC
• SUNWcsl
Solaris SPARC 5.10
Also supported on Solaris
Local Container
Not Supported SUNWbtool
Solaris x86-64 5.11 Not Supported • SUNWbtool
• SUNWlibm
• SUNWlibms
• SUNWsprot
• SUNWtoo
• SUNWfont-xorg-core
• SUNWlibC
• SUNWcsl
Solaris x86-64 5.10 Not Supported • SUNWbtool
• SUNWarc
• SUNWhea
• SUNWlibm
• SUNWlibms
• SUNWsprot
• SUNWtoo
• SUNWi1of
• SUNWi1cs
• SUNWi15cs
• SUNWxwfnt
IBM AIX 7.1
Note: All maintenance
levels are supported.
Check the maintenance
level using the following
command:
oslevel -r
Not Supported • bos.adt.base(0.0)
• bos.adt.lib(0.0)
• bos.adt.libm(0.0)
• bos.perf.libperfstat(0.0)
• bos.perf.perfstat(0.0)
• bos.perf.proctools(0.0)
• rsct.basic.rte(0.0)
• rsct.compat.clients.rte(0.0)
• xlC.aix61.rte.(10.1.0.0)
• xlC.rte.(10.1.0.0)
Package Requirements for Enterprise Manager Cloud Control
2-8 Oracle Enterprise Manager Cloud Control Basic Installation Guide

Table 2-2 (Cont.) Package Requirements for Oracle Management Agent
Platform 32-Bit Packages for
32-Bit Platform 64-Bit Packages for 64-Bit Platform
IBM AIX 6.1
Note: All maintenance
levels are supported.
Check the maintenance
level using the following
command:
oslevel -r
Not Supported • bos.adt.base(0.0)
• bos.adt.lib(0.0)
• bos.adt.libm(0.0)
• bos.perf.libperfstat(0.0)
• bos.perf.perfstat(0.0)
• bos.perf.proctools(0.0)
• rsct.basic.rte(0.0)
• rsct.compat.clients.rte(0.0)
• xlC.aix61.rte.(9.0.0.0)
• xlC.rte.(9.0.0.0)
HP-UX Itanium 11.31 Not Supported OS-Core(B.11.31)
2.2 Kernel Parameter Requirements for Enterprise Manager Cloud Control
This section lists the kernel parameters required on different platforms (32-bit and 64-
bit) for installing an OMS or a Management Agent. In particular, this section covers
the following:
•Kernel Parameter Requirements for Oracle Management Service
•Kernel Parameter Requirements for Oracle Management Agent
2.2.1 Kernel Parameter Requirements for Oracle Management Service
This section covers the following:
•Verifying UDP and TCP Kernel Parameters
•Setting Up kernel.shmmax Kernel Parameter
2.2.1.1 Verifying UDP and TCP Kernel Parameters
Set TCP/IP ephemeral port range parameters to provide enough ephemeral ports for
the anticipated server workload. Ensure that the lower range is set to at least 11,000 or
higher, to avoid Well Known ports, and to avoid ports in the Registered Ports range
commonly used by Oracle and other server ports.
Set the port range high enough to avoid reserved ports for any applications you may
intend to use. If the lower value of the range you have is greater than 11,000, and the
range is large enough for your anticipated workload, then you can ignore OUI
warnings regarding the ephemeral port range.
For example, with IPv4, use the following command to check your current range for
ephemeral ports:
$ cat /proc/sys/net/ipv4/ip_local_port_range
32768 61000
In the preceding example, the lowest port (32768) and the highest port (61000) are set
to the default range.
Kernel Parameter Requirements for Enterprise Manager Cloud Control
Package, Kernel Parameter, and Library Requirements for Enterprise Manager Cloud Control 2-9

If necessary, update the UDP and TCP ephemeral port range to a range high enough
for anticipated system workloads, and to ensure that the ephemeral port range starts
at 11,000 and above.
For example:
# echo 11000 65000 > /proc/sys/net/ipv4/ip_local_port_range
Oracle recommends that you make these settings permanent. For example, as root,
use a text editor to open /etc/sysctl.conf, and add or change to the following:
net.ipv4.ip_local_port_range = 11000 65500, and then restart the
network (# /etc/rc.d/init.d/network restart). For detailed information
on how to automate this ephemeral port range alteration on system restarts, refer to
your Linux distribution system administration documentation.
2.2.1.2 Setting Up kernel.shmmax Kernel Parameter
This section covers the following:
•If OMS and Management Repository Are on Different Hosts
•If OMS and Management Repository Are on the Same Host
If OMS and Management Repository Are on Different Hosts
If you are installing OMS and Management Repository (database) on different hosts,
which are running on Linux operating systems (32-bit or 64-bit), then on the OMS
host, set the kernel.shmmax parameter to a value 1 byte less than 4 GB or
4294967295.
Oracle recommends this value to avoid lack of memory issues for other applications
and to enable a complete and successful core file generation under any and all
circumstances.
• To verify the value assigned to the kernel.shmmax parameter, run the following
command:
cat /proc/sys/kernel/shmmax
• To set the value for kernel.shmmax parameter, do the following:
1. Log in as root.
2. Open the /etc/sysctl.conf file.
3. Set the kernel.shmmax parameter to 4294967295.
By setting the value in the /etc/sysctl.conf file, the value persists even
when you restart the system. On SUSE Linux Enterprise Server systems, run
the following command to ensure that the system reads the /etc/
sysctl.conf file when it restarts:
# /sbin/chkconfig boot.sysctl on
4. Run the following command to change the current values of the kernel
parameters. Review the output and verify that the values are correct. If the
values are incorrect, edit the /etc/sysctl.conf file, then run this
command again.
# /sbin/sysctl -p
Kernel Parameter Requirements for Enterprise Manager Cloud Control
2-10 Oracle Enterprise Manager Cloud Control Basic Installation Guide

5. Enter the command /sbin/sysctl -a to confirm that the values are set
correctly.
6. After updating the values of the kernel parameters in the /etc/
sysctl.conf file, either restart the host, or run the command sysctl -p to
make the changes in the /etc/sysctl.conf file available in the active
kernel memory.
If OMS and Management Repository Are on the Same Host
If you are installing OMS and Management Repository (database) on the same host,
which is running on a Linux operating system (32-bit or 64-bit), then set the
kernel.shmmax parameter to a value prescribed in the Oracle Database Installation
Guide that is published for the intended database release and platform.
2.2.2 Kernel Parameter Requirements for Oracle Management Agent
There are no kernel parameter requirements for Management Agent.
2.3 Library Requirements for Enterprise Manager Cloud Control
This section lists the libraries required on different platforms (32-bit and 64-bit) for
installing an OMS or a Management Agent. In particular, this section covers the
following:
•Library Requirements for Oracle Management Service
•Library Requirements for Oracle Management Agent
2.3.1 Library Requirements for Oracle Management Service
Table 2-3 lists the libraries required on different platforms (32-bit and 64-bit) for
installing a new Enterprise Manager system or an additional OMS.
Table 2-3 Library Requirements for Oracle Management Service
Platform 32-Bit Libraries for
32-Bit Platform 64-Bit Libraries for 64-Bit Platform
Oracle Linux 7.x
Red Hat Enterprise Linux 7.x
Here, x refers to the version of the
Oracle Linux release. For
example, Oracle Linux 7.2, where
7 is the release number and 2 is
the version number.
Not Supported glibc-2.17
Oracle Linux 6.x
Red Hat Enterprise Linux 6.x
Here, x refers to the version of the
Oracle Linux release. For
example, Oracle Linux 6.2, where
6 is the release number and 2 is
the version number.
Not Supported glibc-2.12
SUSE Linux Enterprise 11 Not Supported glibc-2.11
Library Requirements for Enterprise Manager Cloud Control
Package, Kernel Parameter, and Library Requirements for Enterprise Manager Cloud Control 2-11

2.3.2 Library Requirements for Oracle Management Agent
There are no library requirements for Management Agent.
Library Requirements for Enterprise Manager Cloud Control
2-12 Oracle Enterprise Manager Cloud Control Basic Installation Guide

3
Creating Operating System Groups and
Users for Enterprise Manager Cloud Control
This chapter explains how to create the operating system groups and users required
for installing Enterprise Manager Cloud Control. In particular, this chapter covers the
following:
•About the Operating System Groups and Users Required for Installing Enterprise
Manager Cloud Control
•Creating the Operating System Groups and Users Required for Installing
Enterprise Manager Cloud Control
3.1 About the Operating System Groups and Users Required for Installing
Enterprise Manager Cloud Control
The following operating system group and user are required for all installation types:
• The Oracle Inventory Group (typically, oinstall)
You must create this group the first time you install Oracle software on the
system. The default name chosen for this group is oinstall. This group owns
the Oracle inventory that is a catalog of all Oracle software installed on the
system.
Note:
If Oracle software is already installed on the system, then the existing Oracle
Inventory group must be the primary group of the operating system user that
you use to install other Oracle software.
• The Oracle Software Owner User (typically, oracle)
You must create this user the first time you install Oracle software on the system.
This user owns all of the software installed during the installation. This user must
have the Oracle Inventory group as its primary group.
Note:
In Oracle documentation, this user is referred to as the oracle user.
A single Oracle Inventory group is required for all installations of Oracle software on
the system. After the first installation of Oracle software, you must use the same
Oracle Inventory group for all subsequent Oracle software installations on that
system.
Creating Operating System Groups and Users for Enterprise Manager Cloud Control 3-1

Note: If your operating system is Microsoft Windows, then ensure that the
following are complied with:
1. The OMS user account has permissions and rights to act as part of the
operating system, adjust memory quota for a process, replace process
level token, and log on as a batch job. To verify whether the OMS user
account has these rights, launch the Local Security Policy. From the Start
menu, click Settings and then select Control Panel. From the Control
Panel window, select Administrative Tools, and from the
Administrative Tools window, select Local Security Policy. In the Local
Security Policy window, from the tree structure, expand Local Policies,
and then expand User Rights Assignment.
2. The OMS user account has read and execute permission to run the batch
job. This is a restriction from Microsoft. For more information on this
restriction and to understand how to grant these permissions, access the
following URL to Microsoft Web site:
http://support.microsoft.com/kb/867466/en-us
3.2 Creating the Operating System Groups and Users Required for
Installing Enterprise Manager Cloud Control
The following sections describe how to create the required operating system users and
groups:
•Creating the Oracle Inventory Group for Enterprise Manager Cloud Control
•Creating the Oracle Software Owner User for Enterprise Manager Cloud Control
Note:
As an alternative to creating local users and groups, you can create the
appropriate users and groups in a directory service, for example, Network
Information Services (NIS). For information about using directory services,
contact your system administrator or refer to your operating system
documentation.
3.2.1 Creating the Oracle Inventory Group for Enterprise Manager Cloud Control
You must create the Oracle Inventory group if it does not already exist. The following
subsections describe how to determine the Oracle Inventory group name if it exists,
and how to create it if necessary.
•Determining Whether the Oracle Inventory Group Already Exists for Enterprise
Manager Cloud Control
•Creating the Oracle Inventory Group for Enterprise Manager Cloud Control
Creating the Operating System Groups and Users Required for Installing Enterprise Manager Cloud Control
3-2 Oracle Enterprise Manager Cloud Control Basic Installation Guide

3.2.1.1 Determining Whether the Oracle Inventory Group Already Exists for Enterprise
Manager Cloud Control
When you install Oracle software on the system for the first time, the oraInst.loc
file is created. This file identifies the name of the Oracle Inventory group and the path
to the Oracle Inventory directory.
To determine whether the Oracle Inventory group exists, enter the following
command:
$ more /etc/oraInst.loc
Note:
the oraInst.loc file is available in the /etc directory for Linux and other
platforms. On Solaris platforms, it is available at /var/opt/oracle/.
If the oraInst.loc file exists, then the output from this command looks like:
inventory_loc=/u01/app/oracle/oraInventory
inst_group=oinstall
The inst_group parameter shows the name of the Oracle Inventory group,
oinstall.
3.2.1.2 Creating the Oracle Inventory Group for Enterprise Manager Cloud Control
If the oraInst.loc file does not exist, or if the file exists but the Oracle Inventory
group is different, then create the Oracle Inventory group oinstall using the
following command:
# /usr/sbin/groupadd oinstall
3.2.2 Creating the Oracle Software Owner User for Enterprise Manager Cloud Control
You must create an Oracle software owner user in the following circumstances:
• If an Oracle software owner user does not exist, for example, if this is the first
installation of Oracle software on the system.
• If an Oracle software owner user exists, but you want to use a different operating
system user, with different group membership, to give database administrative
privileges to those groups in a new Oracle Database installation.
To create an Oracle software owner, follow the steps outlined in these sections:
•Determining Whether an Oracle Software Owner User Already Exists for
Enterprise Manager Cloud Control
•Creating an Oracle Software Owner User for Enterprise Manager Cloud Control
•Modifying an Oracle Software Owner User for Enterprise Manager Cloud Control
3.2.2.1 Determining Whether an Oracle Software Owner User Already Exists for
Enterprise Manager Cloud Control
To determine whether an Oracle software owner user named oracle exists, run the
following command:
Creating the Operating System Groups and Users Required for Installing Enterprise Manager Cloud Control
Creating Operating System Groups and Users for Enterprise Manager Cloud Control 3-3

$ id oracle
If the oracle user exists, then the output from this command looks like this:
uid=440(oracle) gid=200(oinstall) groups=201(dba),202(oper)
If the user exists, then determine whether you want to use the existing user or create
another oracle user.
• To use the existing user, ensure that the user's primary group is the Oracle
Inventory group.
• To modify an existing user, refer to Modifying an Oracle Software Owner User for
Enterprise Manager Cloud Control.
• To create a user, refer to Creating an Oracle Software Owner User for Enterprise
Manager Cloud Control.
Note:
If necessary, contact your system administrator before using or modifying an
existing user.
3.2.2.2 Creating an Oracle Software Owner User for Enterprise Manager Cloud
Control
If the Oracle software owner user does not exist or if you require a new Oracle
software owner user, then follow these steps to create one. In the following procedure,
use the user name oracle unless a user with that name already exists.
1. To create the oracle user, enter a command similar to the following:
# /usr/sbin/useradd -g oinstall oracle
In this command, the -g option defines the primary group, which must be the
Oracle Inventory group, for example oinstall.
2. Set the password of the oracle user:
# passwd oracle
Note:
Oracle recommends you to use the same UIDs across all the OMS instances,
especially when you use Oracle Software Library. If the UIDs are different,
then the files created by one OMS cannot be modified by another OMS.
3.2.2.3 Modifying an Oracle Software Owner User for Enterprise Manager Cloud
Control
If the oracle user exists, but its primary group is not oinstall, then enter a
command similar to the following to modify it. Specify the primary group using the -
g option.
# /usr/sbin/usermod -g oinstall oracle
Creating the Operating System Groups and Users Required for Installing Enterprise Manager Cloud Control
3-4 Oracle Enterprise Manager Cloud Control Basic Installation Guide

4
Installing Cygwin and Starting the SSH
Daemon
This chapter explains how to install Cygwin and start the SSH daemon on Microsoft
Windows hosts. This chapter is applicable only when you want to install a
Management Agent on a Microsoft Windows host, using the Add Host Targets
Wizard or EM CLI. In particular, this chapter covers the following:
•About the Cygwin Requirement for Installing Management Agents
•Before You Begin Installing Cygwin
•Installing Cygwin
•Configuring SSH
•After Installing Cygwin and Configuring SSH
Note:
If you do not want to install Cygwin to deploy Management Agents on
Microsoft Windows hosts using the Add Host Targets Wizard or EM CLI, you
can choose to deploy Management Agents on these hosts using the PsExec
process utility. For information on how to deploy Management Agents on
Microsoft Windows hosts using PsExec, see Installing Management Agents on
Microsoft Windows Target Hosts Without Using Cygwin.
4.1 About the Cygwin Requirement for Installing Management Agents
The Add Host Targets Wizard is an application built into the Enterprise Manager
Cloud Control console. It offers GUI-rich, interactive screens that enable you to install
Oracle Management Agents (Management Agents) on unmanaged hosts and convert
them to managed hosts, so that they can be monitored and managed in Enterprise
Manager Cloud Control.
When you use the Add Host Targets Wizard or EM CLI to install a Management
Agent on a host running on Microsoft Windows, as a prerequisite, you must install
Cygwin and start the SSH Daemon on the host. To do so, follow the steps listed in
Installing Cygwin.
Cygwin is essentially a utility that offers a Linux-like environment on a Microsoft
Windows host. Technically, it is a DLL (cygwin1.dll) that acts as a Linux API layer
providing substantial Linux API functionality. Once you install Cygwin, you can
configure the SSH Daemon on the host. The Add Host Targets Wizard is certified and
supported with Cygwin 2.4.1 or higher.
Installing Cygwin and Starting the SSH Daemon 4-1

The SSH Daemon enables the Add Host Targets Wizard to establish SSH connectivity
between the OMS host and the host on which you want to install a Management
Agent. Using this connectivity, the wizard transfers the Management Agent software
binaries to the destination host over SSH protocol, installs the Management Agent,
and configures it.
4.2 Before You Begin Installing Cygwin
• With Cygwin version cygcheck (cygwin) 2.0.1, short passwords with fewer than 8
characters are not allowed.
• Before starting with the SSHD setup, ensure you are not using OpenSSH and
MKSNT when using the Add Host Targets Wizard. To do so, perform the
following checks:
1. Ensure OpenSSH\bin and mksnt are not in your PATH environment variable. If
they are, remove them by doing the following:
a. Right-click on My Computer and go to Properties.
b. In the System Properties window, click Advanced.
c. In this tab, click Environment Variables.
d. Here, search for the PATH system variable, select it, and if the OpenSSH\bin
and mksnt are present in PATH, click Edit.
e. In the Edit System Variable dialog box, delete these two values from PATH,
then click OK.
Before You Begin Installing Cygwin
4-2 Oracle Enterprise Manager Cloud Control Basic Installation Guide

2. Stop the SSH Daemon if it is running from OpenSSH, MKS or any other vendor. If
the SSH Daemon is running, stop it by doing the following:
a. Right-click on My Computer, and select Manage.
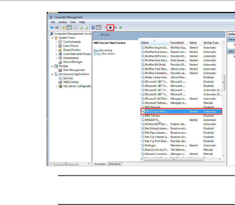
b. In the Computer Management window, in the left pane, expand Services and
Applications, and select Services.
c. In the right pane, click the SSH Daemon/MKS Secure Shell service, then click
the Stop button.
Before You Begin Installing Cygwin
Installing Cygwin and Starting the SSH Daemon 4-3

Note:
The navigational steps described in this section may vary for different
Microsoft Windows operating systems.
4.3 Installing Cygwin
To install Cygwin on a Microsoft Windows host, follow these steps:
1. Access the following URL, then click Install Cygwin:
http://www.cygwin.com/
2. Download the 32-bit version (if you are running a 32-bit version of Microsoft
Windows) or the 64-bit version (if you are running a 64-bit version of Microsoft
Windows) of the Cygwin setup executable.
3. Run the setup executable, then click Next to proceed.
Installing Cygwin
4-4 Oracle Enterprise Manager Cloud Control Basic Installation Guide

4. On the Choose Installation Type screen, select Install from Internet, then click
Next.
5. On the Choose Installation Directory screen, enter C:\cygwin as the Root
Directory, then click Next.
Installing Cygwin
Installing Cygwin and Starting the SSH Daemon 4-5

Note:
If you choose to install Cygwin in a different directory, then ensure that you
update the SSH_PATH, SCP_PATH, MKDIR_PATH, SH_PATH,
CHMOD_PATH,and TRUE properties present in the $<ORACLE_HOME>\oui
\prov\resources\ssPaths_msplats.properties file to their proper
Cygwin binary values, after installing the Enterprise Manager system.
For example, if you choose to install Cygwin in the D:\software\cygwin
directory, then update the specified properties in the following manner:
SCP_PATH=D:\software\cygwin\bin\scp.exe
SH_PATH=D:\software\cygwin\bin\sh.exe
CHMOD_PATH=D:\software\cygwin\bin\chmod.exe
LS_PATH=D:\software\cygwin\bin\ls.exe
6. On the Select Local Package Directory screen, select a directory on your local
machine where you want to store the downloaded installation files, then click Next.
Installing Cygwin
4-6 Oracle Enterprise Manager Cloud Control Basic Installation Guide

7. On the Select Connection Type screen, select appropriate settings to connect to the
internet, then click Next.
8. On the Choose Download Site(s) screen, select any site from the available list, then
click Next.
Installing Cygwin
Installing Cygwin and Starting the SSH Daemon 4-7

9. On the select packages screen, ensure that you select the following packages, then
click Next:
From the Archive category, select unzip and zip as follows:
From the Net category, select openssh and openssl as follows:
After selecting the packages and clicking Next, the Resolving Dependencies screen
is displayed. Click Next to proceed.
Installing Cygwin
4-8 Oracle Enterprise Manager Cloud Control Basic Installation Guide

10. On the Installation Status and Create Icons screen, do not make any changes. Click
Finish to complete the installation process.
4.4 Configuring SSH
This section describes how to configure SSH and test your Cygwin setup after
installing Cygwin on a host.
Configuring SSH
Installing Cygwin and Starting the SSH Daemon 4-9

Note:
While configuring SSH, you may need to run the cygwin.bat script. While
running cygwin.bat in Microsoft Windows Server 2008 and Microsoft
Windows Vista, ensure that you invoke it in administrator mode. To do this,
right-click the cygwin.bat file and select Run as administrator.
To configure SSH and test your Cygwin setup, follow these steps:
1. After you install Cygwin, navigate to the C:\cygwin directory, open the
Cygwin.bat file in edit mode using any editor, and add the following line before
invoking the bash shell.
set CYGWIN=binmode ntsec
For example, here are the contents for the Cygwin.bat file after adding the above
line:
@echo off
C:
chdir C:\cygwin\bin
set CYGWIN=binmode ntsec
bash --login -i
2. To verify if Cygwin (cygrunsrv) is installed properly, run C:\cygwin
\Cygwin.bat, and execute the following command:
cygrunsrv -h
If Cygwin is installed properly, then all the Cygwin help options are displayed on
the screen. However, if this command returns an error message, then you may
have to reinstall Cygwin.
3. To configure the SSHD service, run C:\cygwin\Cygwin.bat, and execute the
following command:
ssh-host-config
After running the command, you are prompted the following questions:
*** Info: StrictModes is set to 'yes' by default.
*** Info: This is the recommended setting, but it requires that the POSIX
*** Info: permissions of the user's home directory, the user's .ssh
*** Info: directory, and the user's ssh key files are tight so that
*** Info: only the user has write permissions.
*** Info: On the other hand, StrictModes don't work well with default
*** Info: Windows permissions of a home directory mounted with the
*** Info: 'noacl' option, and they don't work at all if the home
*** Info: directory is on a FAT or FAT32 partition.
*** Query: Should StrictModes be used? (yes/no) no
*** Query: Should privilege separation be used? <yes/no>: yes
*** Query: New local account 'sshd'? <yes/no>: yes
*** Query: Do you want to install sshd as a service?
*** Query: <Say "no" if it is already installed as a service> <yes/no>: yes
*** Query: Enter the value of CYGWIN for the deamon: [] binmode ntsec
*** Query: Do you want to use a different name? (yes/no) yes/no
At this point, if you want to use the same name, that is cyg_server, enter no.
You are then prompted the following questions:
Configuring SSH
4-10 Oracle Enterprise Manager Cloud Control Basic Installation Guide

*** Query: Create new privileged user account 'cyg_server'? (yes/no) yes
*** Query: Please enter the password:
*** Query: Renter:
However, if you want to use a different name, enter yes. You are then prompted
the following questions:
*** Query: Enter the new user name: cyg_server1
*** Query: Reenter: cyg_server1
*** Query: Create new privileged user account 'cyg_server1'? (yes/no) yes
*** Query: Please enter the password:
*** Query: Reenter:
If the configuration is successful, you will see the following message:
Host configuration finished. Have fun!
4. Backup the c:\cygwin\etc\passwd file and then use any editor to open the file
in edit mode. Remove only those entries of the user that you will use to connect to
the host on which you want to install a Management Agent. Ask the user to make a
backup of the c:\cygwin\etc\passwd file before editing.
• If the user that you are employing to connect to the host on which you want to
install the Management Agent is a local user, run C:\cygwin\Cygwin.bat
and execute the following:
/bin/mkpasswd -l –u <USER> >> /etc/passwd (for
example, /bin/mkpasswd -l -u pjohn >> /etc/passwd)
• If the user you are employing to connect to the host on which you want to
install the Management Agent running is a domain user, run C:\cygwin
\Cygwin.bat and execute the following:
/bin/mkpasswd -d -u <USER> >> /etc/passwd (for example, /bin/mkpasswd -d -u
pjohn >> /etc/passwd)
mkdir -p /home/<USER> (for example, mkdir -p /home/pjohn)
chown <USER> /home/<USER> (for example, chown pjohn /home/pjohn)
5. (For a domain user only) If the user you are employing to connect to the host on
which you want to install the Management Agent is a domain user, do the
following to start the SSH daemon:
a. Right-click on My Computer, and select Manage.
b. In the Computer Management dialog box that appears, go to Services and
Applications, and select CYGWIN sshd.
c. Right-click CYGWIN sshd and select Properties.
d. In the Properties dialog box, go to the Log On tab.
e. Here, specify the domain/user name and password. Click Apply.
f. Run C:\cygwin\Cygwin.bat, and execute the following:
chown <USERNAME> /var/log/sshd.log
chown -R <USERNAME> /var/empty
chown <USERNAME> /etc/ssh*
chmod 755 /var/empty
chmod 644 /var/log/sshd.log
Configuring SSH
Installing Cygwin and Starting the SSH Daemon 4-11

Note:
If /var/log/sshd.log does not exist, you do not have to execute the
following commands:
chown <USERNAME> /var/log/sshd.log
chmod 644 /var/log/sshd.log
6. Perform one of the following steps to start the SSH daemon:
Run C:\cygwin\Cygwin.bat and execute the following command:
/usr/sbin/sshd
OR
Run C:\cygwin\Cygwin.bat and execute the following command:
cygrunsrv -S sshd
OR
Perform these steps:
a. Right-click on My Computer, and select Manage.
b. In the Computer Management dialog box that appears, go to Services and
Applications, and select CYGWIN sshd.
c. Click CYGWIN sshd, then click the Start button.
Note:
If the SSH daemon does not start up, view the c:\cygwin\var\log
\sshd.log file for information on why the start up failed.
7. You can now test your Cygwin setup. To do this, go to a different machine (that
has the ssh client running), and execute the following command:
ssh -l <USERNAME> <localhost> 'date'
OR
ssh -l <USERNAME> <this node> 'date'
Configuring SSH
4-12 Oracle Enterprise Manager Cloud Control Basic Installation Guide

For example,
ssh -l pjohn example.com 'date'
This command will prompt you to specify the password. When you specify the
correct password, the command should return the accurate date.
Note:
If you experience a process fork failure, memory leak error, or a file access
error after configuring SSH, view the following website for a workaround:
http://cygwin.com/faq.html
If you are unable to find a workaround for your problem, report your problem
to the Cygwin community using the following website:
http://cygwin.com/problems.html
4.5 After Installing Cygwin and Configuring SSH
After installing Cygwin (as described in Installing Cygwin) and configuring SSH (as
described in Configuring SSH), follow these steps:
1. If the OMS host runs on a Microsoft Windows platform, perform the following on
the OMS host:
a. Right click My Computer, then select Properties. In the window that appears,
select Advanced system settings, then select Environment Variables. In the
System Variables section, create the CYGWIN variable, and specify its value as
nodosfilewarning.
Note:
You do not need to restart the host after performing this step.
b. Navigate to the Cygwin install directory (that is, C:\cygwin if you chose to
install Cygwin in the default location), open the Cygwin.bat file in edit mode
using any editor, then edit the following line:
set CYGWIN=binmode ntsec nodosfilewarning
For example, these are the contents of the Cygwin.bat file after editing the
above line:
@echo off
C:
chdir C:\cygwin\bin
set CYGWIN=binmode ntsec nodosfilewarning
bash --login -i
c. From the Start menu, select Run. For Open, enter services.msc, then click
OK. Search for the Cygwin SSHD service and stop it.
d. Navigate to the Cygwin install directory (that is, C:\cygwin if you chose to
install Cygwin in the default location), then run Cygwin.bat. Run the
following command to start the SSHD service:
After Installing Cygwin and Configuring SSH
Installing Cygwin and Starting the SSH Daemon 4-13

$ /usr/sbin/sshd
Note:
Running this command may return an error mentioning that /var/empty
must be owned by the root user. If you encounter this error, run the following
from the Cygwin terminal:
$ chown
<windows_install_user>:<windows_install_group> /var/empty
After running this command, retry the $ /usr/sbin/sshd command.
2. Perform the tasks mentioned in Step 1 on all the Microsoft Windows target hosts
(on which you want to install Management Agents using the Add Host Targets
Wizard or EM CLI).
After Installing Cygwin and Configuring SSH
4-14 Oracle Enterprise Manager Cloud Control Basic Installation Guide

Part II
Installation of Enterprise Manager Cloud
Control
This part describes how you can install Enterprise Manager Cloud Control. In
particular, this part contains the following chapters:
• Installing Oracle Enterprise Manager Cloud Control
•Installing Oracle Management Agents
•Adding Additional Oracle Management Services
•Installing JVM Diagnostic Agents

5
Installing Oracle Enterprise Manager Cloud
Control
This chapter describes how you can install a new Enterprise Manager system while
utilizing an existing, certified Oracle Database to store Oracle Management Repository
(Management Repository).
In particular, this chapter covers the following:
•Introduction to Installing an Enterprise Manager System
•Before You Begin Installing an Enterprise Manager System
•Prerequisites for Installing an Enterprise Manager System
•Installing an Enterprise Manager System for a Demonstration Site (Simple
Configuration)
•Installing an Enterprise Manager System for a Production Site (Advanced
Configuration)
•Enabling Hybrid Cloud Management
•Performing Postinstallation Tasks After Installing an Enterprise Manager System
Note:
This chapter is only for installing a complete Enterprise Manager system (with
a Management Repository). If you want to install an additional Oracle
Management Service (OMS), then see Adding Additional Oracle Management
Services.
WARNING:
Do not install Enterprise Manager Cloud Control 13c on servers of SPARC
series: T1000, T2000, T5xx0, and T3-*. For more information, see My Oracle
Support note 1590556.1.
5.1 Introduction to Installing an Enterprise Manager System
Before you start installing Enterprise Manager Cloud Control, you must understand
the fundamentals of Enterprise Manager installation, the various installation types you
can use, the components that are installed by default, and so on. This section
introduces you to the installation process, and covers the following:
Installing Oracle Enterprise Manager Cloud Control 5-1

•Overview of the Installation Types Offered for Enterprise Manager Cloud Control
•Overview of the Core Components Installed and Configured with an Enterprise
Manager System
•Overview of the Directories Created for an Enterprise Manager System
Note:
For information on the releases Enterprise Manager Cloud Control has had so
far, see Procuring the Software in the Oracle Enterprise Manager Cloud Control
Advanced Installation and Configuration Guide.
5.1.1 Overview of the Installation Types Offered for Enterprise Manager Cloud Control
You can install Enterprise Manager Cloud Control with either simple or advanced
configuration. Table 5-1 describes the basic differences between the two installation
types.
Note:
• If you want to install Enterprise Manager Cloud Control for evaluation or
demo purposes, then use the Simple installation type.
• If you want to install only the software binaries of Enterprise Manager
Cloud Control along with Plugins at one point in graphical mode and
configure the installation at a later point, you may do so, using the
Advanced installation type. For more information on this, see Installing an
Enterprise Manager System Using Software Only Install Along With Plugins
and Configuring Later in the Enterprise Manager Cloud Control Advanced
Installation and Configuration Guide.
Table 5-1 Differences Between Simple and Advanced Installation
Simple Installation Advanced Installation
Meant for demonstration or evaluation
purposes, and small deployments, and when
you do not want to worry about the granular
control of the installer and want to install the
Enterprise Manager system quickly, with less
memory, and for monitoring fewer targets in
their environment
Meant for small, medium, and large
deployments, and when you want to
customize your installation with custom
locations, directory names, and passwords.
Installs with minimal, default configuration
settings and preferences that you need for a
complete Enterprise Manager system. Does
not offer too many options to customize your
installation.
Offers custom or advanced configuration
options that you can select to suit your
environment and customize your installation.
Introduction to Installing an Enterprise Manager System
5-2 Oracle Enterprise Manager Cloud Control Basic Installation Guide

Table 5-1 (Cont.) Differences Between Simple and Advanced Installation
Simple Installation Advanced Installation
Configures with less memory to monitor up
to 30 targets, with 2 Oracle Management
Agents (Management Agent) and 2
concurrent user sessions for handling about
10 jobs per day.
Offers an option to select the deployment size
(small, medium, or large) of your choice, and
depending on the deployment size you select,
configures with the required memory.
The deployment size essentially indicates the
number of targets you plan to monitor, the
number of Management Agents you plan to
have, and the number of concurrent user
sessions you plan to have. The prerequisite
checks are run regardless of the selection you
make, but the values to be set for the various
parameters checked depend on the selection
you make
For more information on deployment sizes,
the prerequisite checks that are run, the
database parameters that are set, and how
you can modify the deployment size after
installation, see What is a Deployment Size for
Enterprise Manager Cloud Control in an
Advanced Configuration? in the Oracle
Enterprise Manager Cloud Control Advanced
Installation and Configuration Guide.
Sets lower values for database parameters.
For information about the database
initialization parameters to be set for various
deployment sizes, refer to Software
Configurations in the Oracle Enterprise Manager
Cloud Control Advanced Installation and
Configuration Guide.
Sets higher values for database parameters.
For information about the database
parameters set for different deployment sizes,
see Sizing Your Enterprise Manager Deployment
in the Oracle Enterprise Manager Cloud Control
Advanced Installation and Configuration Guide.
Allows you to use a database where the
Management Repository is preconfigured
using the database templates offered by
Oracle.
Allows you to use a database where the
Management Repository is preconfigured
using the database templates offered by
Oracle.
Installs mandatory plug-ins such as Oracle
Database plug-in, Oracle Fusion Middleware
plug-in, Oracle Exadata plug-in, Oracle
Cloud Framework plug-in, and Oracle
System Infrastructure plug-in.
• Installs mandatory plug-ins such as
Oracle Database plug-in, Oracle Fusion
Middleware plug-in, Oracle Exadata
plug-in, Oracle Cloud Framework plug-
in, and Oracle System Infrastructure
plug-in.
• Installs any other plug-in you select in
the installation wizard.
Creates a default user account weblogic for the
WebLogic domain GCDomain.
Allows you to change the name of the default
user account weblogic for the WebLogic
domain GCDomain.
Prompts for a common password for
WebLogic Server administration, Node
Manager, SYSMAN user account, and
Management Agent registration.
Prompts for separate, distinct passwords for
WebLogic Server administration, Node
Manager, SYSMAN user account, and
Management Agent registration.
Introduction to Installing an Enterprise Manager System
Installing Oracle Enterprise Manager Cloud Control 5-3

Table 5-1 (Cont.) Differences Between Simple and Advanced Installation
Simple Installation Advanced Installation
Creates a default OMS instance base
directory (gc_inst) outside the
Middleware home.
Allows you to change the name of the default
OMS instance base directory (gc_inst) to a
name of your choice, and creates that
directory outside the Middleware home.
Creates tablespaces for management,
configuration data, and JVM diagnostics data
in default locations.
Allows you to change the locations of the
tablespaces for management, configuration
data, and JVM diagnostics data.
Installs with default ports. Allows you to customize the ports according
to your environment.
Has only a few interview screens to fill in the
Enterprise Manager Cloud Control
Installation Wizard.
Has many interview screens to fill in the
Enterprise Manager Cloud Control
Installation Wizard
5.1.2 Overview of the Core Components Installed and Configured with an Enterprise
Manager System
As part of a new Enterprise Manager system, the installation wizard does the
following:
• Installs Oracle WebLogic Server 12c Release 1 (12.1.3.0).
• Installs Java Development Kit (JDK) 1.7.0_80.
• Installs Oracle Management Service 13c Release 2.
• Installs Oracle Management Agent 13c Release 2 in the agent base directory you
specify (outside the middleware home).
• Installs Oracle JRF 12c Release 1 (12.1.3.0), which includes the oracle_common
directory.
• Installs Oracle Web Tier 12c Release 1 (12.1.3.0).
• Installs Oracle BI Publisher 12c Release 1 (12.1.3.0), which includes the bi
directory.
• Creates a plug-in directory and installs the following default plug-ins.
– Oracle Database Plug-in
– Oracle Fusion Middleware Plug-in
Introduction to Installing an Enterprise Manager System
5-4 Oracle Enterprise Manager Cloud Control Basic Installation Guide

Note:
Starting with 13c Release 1, as part of the Oracle Fusion Middleware Plug-in
deployment, one Java Virtual Machine Diagnostics (JVMD) Engine is installed
by default on the OMS. For every additional OMS you deploy, you receive one
JVMD Engine by default with that OMS.
JVMD enables administrators to diagnose performance problems in Java
applications in the production environment. By eliminating the need to
reproduce problems, it reduces the time required to resolve these problems,
thus improving application availability and performance.
While JVMD Engine is installed by default on the OMS host, you will still
need JVMD Agents to be manually deployed on the targeted JVMs. For
instructions to deploy the JVMD Agent, see Installing JVM Diagnostic Agents.
– Oracle Exadata Plug-in
– Oracle Cloud Framework Plug-in
– Oracle System Infrastructure Plug-in
– Any other additional plug-ins you choose to deploy
• Creates an Oracle WebLogic domain called GCDomain. For this WebLogic
Domain, a default user account, weblogic, is used as the administrative user. In
advanced installation, you can choose to change this if you want.
• Creates a Node Manager user account called nodemanager. A Node Manager
enables you to start, shut down, or restart an Oracle WebLogic Server instance
remotely, and is recommended for applications with high availability
requirements.
Note:
On Microsoft Windows, a Node Manager service is NOT created. This is an
expected behavior.
• Configures an Oracle Management Service Instance Base location (gc_inst)
outside the Oracle Middleware home (Middleware home), for storing all
configuration details related to the OMS. In advanced installation, you can choose
to change this location if you want.
For example, if the Middleware home is /u01/software/em13c/
oraclehome, then the instance base location is /u01/software/em13c/
gc_inst. You can choose to change this, if you want, in the installer. However,
you can change it for only advanced installation and not for simple installation.
• Configures Oracle Management Repository in the existing, certified Oracle
Database. If the database instance is created using the database template offered
by Oracle, then this step is skipped.
Introduction to Installing an Enterprise Manager System
Installing Oracle Enterprise Manager Cloud Control 5-5

Note:
The existing, certified Oracle Database must be one of the certified databases
listed in the Enterprise Manager certification matrix available on My Oracle
Support, or a database instance created with a preconfigured Oracle
Management Repository (Management Repository) using the database
templates offered by Oracle.
To access the Enterprise Manager certification matrix, follow the steps
outlined in Accessing the Enterprise Manager Certification Matrix.
For information about creating a database instance with a preconfigured
Management Repository using the database templates offered by Oracle, refer
to Creating a Database Instance with Preconfigured Repository Using
Database Templates.
The database can be on a local or remote host, and if it is on a remote host, it
must be monitored by Oracle Management Agent. However, Oracle Real
Application Clusters (Oracle RAC) databases must only be on a shared disk.
• Runs the following configuration assistants to configure the installed components
for simple as well as advanced installation:
– Plugins Prerequisites Check
– Repository Configuration
Note:
If you use a database instance that was created with a preconfigured
Management Repository using the database templates offered by Oracle, then
Repository Out-of-Box Configuration is run instead of Repository Configuration.
– MDS Schema Configuration
Note:
If you use a database instance that was created with a preconfigured
Management Repository using the database templates offered by Oracle, then
MDS Schema Configuration is not run.
– BI Publisher Schema Configuration
– OMS Configuration
– Plugins Deployment and Configuration
– BI Publisher Configuration
– Start Oracle Management Service
– Agent Configuration Assistant
5.1.3 Overview of the Directories Created for an Enterprise Manager System
This section describes the following:
Introduction to Installing an Enterprise Manager System
5-6 Oracle Enterprise Manager Cloud Control Basic Installation Guide

•Overview of the Directories Created for OMS Installation
•Overview of the Directories Created for Management Agent Installation (Central
Agent)
5.1.3.1 Overview of the Directories Created for OMS Installation
Figure 5-1 shows the contents of the Middleware home for this type of installation.
Figure 5-1 Middleware Home Contents for a Fresh Installation
Note:
The OMS instance base directory (typically, gc_inst) is maintained outside
the middleware home directory, and that is why it is not shown in Figure 5-1.
5.1.3.2 Overview of the Directories Created for Management Agent Installation
(Central Agent)
The following are the contents of the agent base directory for the central agent
(Management Agent installed with the OMS).
<agent_base_directory>
|_____agent_13.2.0.0.0
|_____agent_inst
Figure 5-2 shows the contents of the agent home that is within the agent base
directory.
Figure 5-2 Contents of the Agent Home
5.2 Before You Begin Installing an Enterprise Manager System
Before you begin installing Enterprise Manager Cloud Control, keep these points in
mind:
• You must ensure that you have the latest Enterprise Manager Cloud Control
software.
For information about downloading the latest software, see Procuring the Software
in the Oracle Enterprise Manager Cloud Control Advanced Installation and
Configuration Guide.
Before You Begin Installing an Enterprise Manager System
Installing Oracle Enterprise Manager Cloud Control 5-7

• Ensure that there are no white spaces in the name of the directory where you
download and run the Enterprise Manager Cloud Control software from. For
example, do not download and run the software from a directory titled EM
Software because there is a white space between the two words of the directory
name.
• You can install Enterprise Manager Cloud Control using the installation wizard
only on a single host, that is, locally on the server where the wizard is invoked.
You cannot install on multiple or remote hosts.
• Oracle Management Service 13c can communicate only with the following
versions of Management Agents.
Table 5-2 Compatibility Between OMS and Management Agents Across 13c and 12c Releases
- Oracle Management
Agent 12c Release
4 (12.1.0.4)
Oracle Management
Agent 12c Release
5 (12.1.0.5)
Oracle
Management
Agent 13c Release
1
Oracle
Management
Agent 13c Release
2
Oracle Management
Service 13c Release 2
Yes Yes Yes Yes
• Do not install on a symlink. Installing in such a location may impact life cycle
operations such as patching and scaling out. Also, it will impact the functioning of
your additional OMS.
• You must not set the ORACLE_HOME and ORACLE_SID environment variables.
You must ensure that the Oracle directories do NOT appear in the PATH.
•(Only for Graphical Mode) You must set the DISPLAY environment variable.
– In bash terminal, run the following command:
export DISPLAY=<hostname>:<vnc port>.0
For example, export DISPLAY=example.com:1.0
– In other terminals, run the following command:
setenv DISPLAY <hostname>:1.0
For example, setenv DISPLAY example.com:1.0
• The Enterprise Manager Cloud Control Installation Wizard installs Java
Development Kit (JDK) 1.7.0_80 and Oracle WebLogic Server 12c Release 1
(12.1.3.0) by default. A preinstalled JDK or Oracle WebLogic Server is not
supported from 13c Release 1 onwards.
• You must ensure that the Oracle WebLogic Server 12c Release 1 (12.1.3.0) installed
by the Enterprise Manager Cloud Control Installation Wizard is dedicated for
Enterprise Manager Cloud Control. You must not have any other Oracle Fusion
Middleware product installed in that Middleware home.
Enterprise Manager Cloud Control cannot coexist with any Oracle Fusion
Middleware product in the same Middleware home because the ORACLE_COMMON
property is used by both the products.
• As a prerequisite, you must have an existing Oracle Database to configure the
Management Repository.
Before You Begin Installing an Enterprise Manager System
5-8 Oracle Enterprise Manager Cloud Control Basic Installation Guide

• If you install the OMS and the Oracle Database, which houses the Management
Repository, on the same host, then when you reboot the host, the OMS and the
Management Agent installed with it will not automatically start up. You will have
to manually start them.
• You can optionally use the database templates offered by Oracle to create a
database instance with a preconfigured Management Repository. To do so, refer
to Creating a Database Instance with Preconfigured Repository Using Database
Templates. You can use such a database instance for simple as well as advanced
installation.
However, note that the database templates are essentially designed for simple
installation, although they can be used for advanced installation. Therefore, while
performing an advanced installation (possibly with small, medium, or large
deployment size selection), when you provide the details of such a database, you
will be prompted that the database parameters need to be modified to suit the
deployment size you selected. You can confirm the message to proceed further.
The installation wizard will automatically set the database parameters to the
required values.
• If you want to optionally follow the configuration guidelines for deploying the
Management Repository so that your management data is secure, reliable, and
always available, refer to the Oracle Enterprise Manager Cloud Control
Administrator's Guide.
• Enterprise Manager is not affected when you enable or disable features such as
XML DB on the Oracle Database in which you plan to configure the Management
Repository. Therefore, you can enable or disable any feature in the database
because Enterprise Manager does not rely on them.
• In addition to the mandatory plug-ins, you can optionally install other plug-ins
available in the software kit (DVD, downloaded software). The installer offers a
screen where you can select the optional plug-ins and install them. However, if
you want to install some plug-ins that are not available in the software kit (DVD,
downloaded software), then refer to Advanced Installer Options Supported for
Installing an Enterprise Manager System for a Production Site (Advanced
Installation).
• If you are installing on an NFS-mounted drive and creating the OMS instance base
directory (gc_inst) on that NFS-mounted drive, then after you install, move the
lock files from the NFS-mounted drive to a local file system location. Modify the
lock file location in the httpd.conf file to map to a location on a local file system.
For instructions, refer to Performing Postinstallation Tasks After Installing an
Enterprise Manager System.
• If you are installing in, or will be converting in the future to, a high-availability or
a disaster-recovery configuration, then review and become familiar with the
contents in the following chapters in the Oracle Enterprise Manager Cloud
Control Advanced Installation and Configuration Guide before continuing with
this installation:
–High Availability Solutions
–Enterprise Manager High Availability
–Enterprise Manager Disaster Recovery
Before You Begin Installing an Enterprise Manager System
Installing Oracle Enterprise Manager Cloud Control 5-9

Once you have reviewed the information in the aforementioned chapters, follow
the best practices referenced in Best Practices for Configuring the Cloud Control OMS
to be Compatible with Disaster Recovery using Alias Host Names and Storage
Replication, in order to best prepare your installation for high availability or
disaster recovery.
• Oracle offers bug fixes for a product based on the Oracle Lifetime Support Policy.
When the license period expires for a particular product, the support for bug fixes
offered by Oracle also ends. For more information, see the Oracle Lifetime
Support Policy available at:
http://www.oracle.com/support/library/brochure/lifetime-
support-technology.pdf
When determining supportability and certification combinations for an Enterprise
Manager Cloud Control installation, you must consider Enterprise Manager
Cloud Control's framework components as well as the targets monitored by
Enterprise Manager Cloud Control. Oracle recommends keeping your Cloud
Control components and targets updated to the latest certified versions in order to
receive code fixes without having to purchase an Extended Support license.
• You can find the OMS and Management Agent entries in the /etc/
oragchomelist file for all UNIX platforms except HPUNIX, HPia64, Solaris
Sparc.
On HPia64, Solaris Sparc platforms, the entries are present in /var/opt/
oracle/oragchomelist.
• The locale-specific data is stored in the <OMS_Oracle_Home>/nls/data
directory. Oracle strongly recommends that you either set the environment
variable ORA_NLS10 to <OMS_Oracle_Home>/nls/data or do not set at all.
• Enforcing option is supported for Security-Enhanced Linux (SELinux).
• Do not discover any Oracle ZFS Storage Appliance target in 13c environment.
5.3 Prerequisites for Installing an Enterprise Manager System
Table 5-3 lists the prerequisites you must meet before installing Enterprise Manager
Cloud Control.
Table 5-3 Prerequisites for Installing Enterprise Manager System
Requirement Description
Hardware Requirements Ensure that you meet the hard disk space and physical memory
requirements as described in Hardware Requirements for
Enterprise Manager Cloud Control.
Prerequisites for Installing an Enterprise Manager System
5-10 Oracle Enterprise Manager Cloud Control Basic Installation Guide

Table 5-3 (Cont.) Prerequisites for Installing Enterprise Manager System
Requirement Description
Operating System
Requirements
Ensure that you install Enterprise Manager Cloud Control only
on certified operating systems as mentioned in the Enterprise
Manager certification matrix available on My Oracle Support. To
access the Enterprise Manager certification matrix, follow the
steps outlined in Accessing the Enterprise Manager Certification
Matrix.
For information about platforms receiving future support, refer
to My Oracle Support note 793512.1.
Note:
• OMS on Solaris 11 local zone is not supported.
• If you use Oracle Solaris 10, then ensure that you have
update 10 or higher installed. To verify whether it is
installed, run the following command:
cat /etc/release
You should see the output similar to the following. Here,
s10c_u10wos indicates that update 10 is already installed.
Oracle Solaris 10 8/11 s10s_u10wos_17b SPARC
• If you are installing or upgrading the Enterprise Manager
Cloud Control on AIX or HPUX, you need to have an
executable bin/bash file.
Package, Kernel
Parameter, and Library
Requirements
Ensure that you install all the operating system-specific
packages, kernel parameters, and libraries as described in
Package, Kernel Parameter, and Library Requirements for
Enterprise Manager Cloud Control.
Operating System Groups
and Users Requirements
Ensure that you create the required operating system groups and
users as described in Creating Operating System Groups and
Users for Enterprise Manager Cloud Control.
Browser Requirement Ensure that you use a certified browser as mentioned in the
Enterprise Manager certification matrix available on My Oracle
Support. To access the Enterprise Manager certification matrix,
follow the steps outlined in Accessing the Enterprise Manager
Certification Matrix.
Database Version
Requirements
Ensure that the existing database is a certified database as
mentioned in the Enterprise Manager certification matrix
available on My Oracle Support. To access the Enterprise Manager
certification matrix and identify whether your database is a
certified database, follow these steps in Accessing the Enterprise
Manager Certification Matrix.
Alternatively, the database can be a database instance created
with a preconfigured Management Repository using the
database templates offered by Oracle. For information about
creating a database instance with a preconfigured Management
Repository using the database templates offered by Oracle, refer
to Creating a Database Instance with Preconfigured Repository
Using Database Templates. Ensure that this database is
dedicated to Enterprise Manager.
The database configuration types that are supported are
pluggable database (PDB), lone-pluggable database (Lone-PDB),
and non-container database (Non-CDB).
Prerequisites for Installing an Enterprise Manager System
Installing Oracle Enterprise Manager Cloud Control 5-11

Table 5-3 (Cont.) Prerequisites for Installing Enterprise Manager System
Requirement Description
Database Patch
Requirements
Ensure that you apply the latest PSU on the supported database.
Database Optimizer
Adaptive Feature
Requirement
Ensure that you disable the optimizer adaptive feature
(optimizer_adaptive_features=FALSE) in the Oracle
Database that houses the Management Repository. To do so,
follow these steps:
1. Disable the optimizer adaptive feature by setting the
optimizer_adaptive_features parameter to FALSE.
To do so, run the following SQL command:
alter system set
optimizer_adaptive_features=false scope=both
sid='*';
2. Restart the database.
3. Verify that the changes have taken effect. To do so, run the
following SQL command:
show parameter adaptive;
You should see the following output:
NAME TYPE VALUE
---------------------------------------------------
optimizer_adaptive_features boolean FALSE
Prerequisites for Installing an Enterprise Manager System
5-12 Oracle Enterprise Manager Cloud Control Basic Installation Guide

Table 5-3 (Cont.) Prerequisites for Installing Enterprise Manager System
Requirement Description
NFS Mount Point
Location Requirements
If you are installing onto an NFS-mounted location, then ensure
that you do the following:
• Ensure that root squash is enabled with execute permission
on that host where you want to perform the installation.
• Ensure that the Access Control List processing is disabled
for the NFS mount point. In other words, the mount point
must be defined with the noacl option in the /etc/fstab
file. Otherwise, the installation can fail.
To verify this, run the following command as the install
user to check the contents of the /etc/fstab file. Verify if
the mount point on which you plan to install Enterprise
Manager has the noacl option set.
cat /etc/fstab
For example, in the following output, the mount
point /u01/app/share1 has the noacl option set. In this
case, you are ready to proceed with the installation.
nas.example.com:/export/share1 /u01/app/
share1 nfs
rw,bg,rsize=32768,wsize=32768,hard,nointr,tc
p,noacl,vers=3,timeo=600 0 0
If you do not have the noacl option set, then contact your
System Administrator to make the required changes in
the /etc/fstab file.
If you are installing on an NFS-shared middleware location, and
if that location is mounted with the option concurrent I/O (CIO),
which allows multiple reads and writes to a file at the same time,
then the installation will fail reporting linking errors.
If you verify the mounted file system, you will see the following
CIO option enabled. If you have the CIO option enabled, then
unmount the drive, disable the CIO option, and then re-mount
the drive.
node mounted mounted over vfs date options
/dev/host1 /host1/oracle jfs2 Feb 14 18:20
rw,cio,log=/dev/xd891loglv
Middleware Home Path
Requirements
Ensure that the number of characters in the middleware home
path does not exceed 70 characters for Unix platforms and 25
characters for Microsoft Windows platforms.
For example, the middleware home path C:\Oracle\MW\EM
containing only 15 characters is acceptable. However, C:
\OracleSoftware\OracleMiddleware
\OracleEnterpriseManager\OMS\newrelease\oms
containing more than 25 characters is not acceptable on
Microsoft Windows platforms.
Agent Base Directory Path
Requirements
(Only for Microsoft Windows) Ensure that the number of
characters in the agent base directory path does not exceed 25
characters.
For example, the agent base directory path C:\Oracle\Agent\
containing only 16 characters is acceptable. However, C:
\Oracle\ManagementAgent\12c\new containing more than
25 characters is not acceptable.
Prerequisites for Installing an Enterprise Manager System
Installing Oracle Enterprise Manager Cloud Control 5-13

Table 5-3 (Cont.) Prerequisites for Installing Enterprise Manager System
Requirement Description
Unique Host Name and
Static IP Address
Requirements
Ensure that you check the network configuration to verify that
the host on which you are installing resolves to a unique host
name and a static IP address that are visible to other hosts in the
network.
Note:
Oracle recommends that you use static IP address. If you use
dynamic IP address, and if the host is rebooted, then the host
might receive a new IP, and as a result, the OMS startup will fail.
Temporary Directory
Space Requirements
Ensure that you allocate 10 GB of hard disk space for the
temporary directory.
Central Inventory
Requirements
• Ensure that you allocate 100 MB of space for the central
inventory directory.
• For a typical non-HA environment, the Central Inventory
(oraInventory) can be in a shared or non-shared location. If
you use a shared location, then ensure that only one shared
location is maintained per host, and no two hosts update the
same shared location. One inventory file is meant only for
one host, so it must not be shared and edited by other hosts.
When you use the /etc/oraInst.loc file, ensure that the
inventory location specified there is not pointing to such a
location. If you have configured a shared location that is
common for two or more hosts, then switch over to a non-
shared location.
• For a typical HA environment with primary and standby
disaster recovery sites using storage replication and alias
host names, the Central Inventory (oraInventory) for
software installed on the shared storage using the alias host
name should be located in a shared location that is common
between the OMS host in the primary site and the OMS host
in the standby site. This shared location should be located
on the replicated storage so that the oraInventory can be
accessed from the active site for software maintenance
activities.
UMASK Value
Requirements
Ensure that you set the default file mode creation mask (umask)
to 022 in the shell startup file.
For example:
•Bash Shell
$ . ./.bash_profile
•Bourne or Korn Shell
$ . ./.profile
•C Shell
% source ./.login
CLASSPATH Environment
Variable Requirements
Ensure that you unset the CLASSPATH environment variable.
You can always reset the variable to the original value after the
installation is complete.
Prerequisites for Installing an Enterprise Manager System
5-14 Oracle Enterprise Manager Cloud Control Basic Installation Guide

Table 5-3 (Cont.) Prerequisites for Installing Enterprise Manager System
Requirement Description
File Descriptor
Requirements
• Ensure that the max user processes parameter and the
open files parameter are set to 30000.
• Ensure that you set the file descriptor limit to a minimum of
65536.
• Ensure that the ip_local_port_range parameter is set
between 11000 to 65000.
Host File Requirements Ensure that the host name specified in the /etc/hosts file is
unique, and ensure that it maps to the correct host name or IP
address of that host. Otherwise, the installation can fail on the
product-specific prerequisite check page.
In some platforms, the installer does not validate the host name
mentioned in the /etc/hosts file, therefore make sure the host
names or IP addresses are correct.
Ensure that localhost is pingable and resolves to 127.0.0.1 (or
resolves to ::1 for IPv6 hosts).
The following is the recommended format of the /etc/hosts
file:
<ip> <fully_qualified_host_name>
<short_host_name>
For example,
127.0.0.1 localhost.localdomain localhost
172.16.0.0 myhost.example.com myhost
According to RFC 952, the following are the assumptions: A
name (Net, Host, Gateway, or Domain name) is a text string up to
24 characters drawn from the alphabet (A-Z), digits (0-9), minus
sign (-), and period (.). Note that periods are only allowed when
they serve to delimit components of domain style names. No blank
or space characters are permitted as part of a name. No
distinction is made between upper and lower case. The first
character must be an alpha character.
Also, if DNS server is configured in your environment, then you
should be able to use DNS to resolve the name of the host on
which you want to install the OMS.
For example, all these commands must return the same output:
nslookup myhost
nslookup myhost.example.com
nslookup 172.16.0.0
If alias host names are implemented in /etc/hosts, then it is
not necessary to be able to use DNS to resolve the alias host
name on which you want to install the OMS.
Prerequisites for Installing an Enterprise Manager System
Installing Oracle Enterprise Manager Cloud Control 5-15

Table 5-3 (Cont.) Prerequisites for Installing Enterprise Manager System
Requirement Description
Installing User
Requirements
Ensure that you meet the following requirements:
• (For UNIX only) The installation must NOT be run by a root
user.
• (For Microsoft Windows only) User must be part of the
ORA-DBA group and have administrator permissions.
• (For Microsoft Windows only) User must belong to the DBA
group, and have permissions to perform the following: Act
as part of the operating system, Create a token object, Log
on as a batch job, and Adjust memory quotas for a process.
To verify whether the install user has these rights, from the
Start menu, click Settings and then select Control Panel.
From the Control Panel window, select Administrative
Tools, and from the Administrative Tools window, select
Local Security Policy. In the Local Security Settings
window, from the tree structure, expand Local Policies, and
then expand User Rights Assignment.
Permission Requirements • Ensure that you have write permission in the Middleware
home and the Oracle Management Service Instance Base
location.
• Ensure that you have write permission in the temporary
directory where the executables will be copied. For
example, /tmp or c:\Temp.
• Ensure that you have write permission in the location where
you want to create the Central Inventory (oraInventory)
if it does not already exist. If the Central Inventory already
exists, then ensure that you have write permission in the
inventory directory.
• Ensure that the user who installed the existing Oracle
Database has write permission in the data file locations
where the data files for the new tablespaces will be copied.
These tablespaces and data files are created while
configuring Enterprise Manager Cloud Control. While
installing with simple configuration (Installing an
Enterprise Manager System for a Demonstration Site
(Simple Configuration)), the installer automatically honors
the default locations so you are not prompted for them.
However, while installing with custom configuration
(Installing an Enterprise Manager System for a Production
Site (Advanced Configuration)), the installer prompts you
to validate or enter the locations explicitly.
Proximity Requirements Ensure that the host on which the OMS is being installed and the
host on which the Management Repository is being configured
are located in close proximity to each other. Ideally, the round
trip network latency between the two should be less than 1
millisecond.
Prerequisites for Installing an Enterprise Manager System
5-16 Oracle Enterprise Manager Cloud Control Basic Installation Guide

Table 5-3 (Cont.) Prerequisites for Installing Enterprise Manager System
Requirement Description
Port Requirements Ensure that the ports you assign (within the given range) to the
core components of Enterprise Manager Cloud Control are free
and available. For information on the core components and their
port ranges, see What Ports Are Used for Installation? in the Oracle
Enterprise Manager Cloud Control Advanced Installation and
Configuration Guide.
To verify if a port is free, run the following command:
• On Unix:
netstat -an | grep <port no>
• On Microsoft Windows:
netstat -an|findstr <port_no>
Internet Connection
Requirements
Oracle recommends that the host from where you are running
the installer have a connection to the Internet so that the
configuration information can be automatically collected and
uploaded to My Oracle Support.
Using the Internet connection, you can also search and
download software updates from My Oracle Support using the
installer. For installations that do not have access to the Internet,
see What Are the Enterprise Manager Cloud Control Software
Updates? in the Oracle Enterprise Manager Cloud Control Advanced
Installation and Configuration Guide.
These updates should be obtained before starting the 13c
installation so they can be available to the installer at the proper
time.
5.4 Installing an Enterprise Manager System for a Demonstration Site
(Simple Configuration)
To install Enterprise Manager Cloud Control for evaluation or demonstration
purposes, use the Simple installation type. This installation type installs with default
configuration settings and preferences that you need for a complete Enterprise
Manager system. It does not offer too many options to customize your installation. For
example, only the default plug-ins are deployed with the installation, and you are not
provided with a separate screen to manually select the other plug-ins you want to
deploy.
Therefore, this installation type is primarily meant for demonstration or evaluation
purposes, and small deployments, and when you do not want to worry about the
granular control of the installer and want to install the Enterprise Manager system
quickly, with less memory, and for monitoring fewer targets in their environment.
To install Enterprise Manager Cloud Control for evaluation or demonstration
purposes, follow these steps:
Installing an Enterprise Manager System for a Demonstration Site (Simple Configuration)
Installing Oracle Enterprise Manager Cloud Control 5-17

Note:
Oracle recommends you to run the EM Prerequisite Kit before invoking the
installer to ensure that you meet all the repository requirements beforehand.
Even if you do not run it manually, the installer anyway runs it in the
background while installing the product. However, running it manually
beforehand sets up your Management Repository even before you can start
the installation or upgrade process. For information on the kit, to understand
how to run it, and to know about the prerequisite checks it runs, see Overview
of the EM Prerequisite Kit .
However, if you plan to use a database instance that was created with a
preconfigured Management Repository using the database templates
offered by Oracle, then make sure you pass the following parameter while
invoking the EM Prerequisite Kit.
-componentVariables
repository:EXECUTE_CHECKS_NOSEED_DB_FOUND:false
1. Invoke the Enterprise Manager Cloud Control Installation Wizard.
Invoke the installation wizard as a user who belongs to the oinstall group you
created following the instructions in Creating Operating System Groups and
Users for Enterprise Manager Cloud Control.
For Linux platforms:
<Software_Location>/em13200_<platform>.bin
For example, run /u01/software/em/em13200_linux64.bin.
For Microsoft Windows platforms:
<Software_Location>/setup_em13200_win64.exe
Note: If you have downloaded the 13.2 PG software binaries from OTN page,
then invoke the installer using the following:
For Linux platforms:
<Software_Location>/em13200p1_<platform>.bin
For example, run /u01/software/em/em13200p1_linux64.bin.
Installing an Enterprise Manager System for a Demonstration Site (Simple Configuration)
5-18 Oracle Enterprise Manager Cloud Control Basic Installation Guide

Note:
• To invoke the installation wizard on UNIX platforms, run
em13200_<platform>.bin. To invoke on Microsoft Windows
platforms, run setup_em13200_win64.exe.
• The installer requires about 10 GB of hard disk space in the temporary
directory. If your temporary directory does not have this space, then pass
the -J-Djava.io.tmpdir parameter and provide an alternative
directory where there is 10 GB of space.
The directory specified by this parameter will also be used as the location
for the Provisioning Advisor Framework (PAF) staging directory, which
is used for copying the Software Library entities related to the
deployment procedures. The PAF staging directory is used only for
provisioning activities — entities are copied for a deployment procedure,
and then, deleted once the deployment procedure ends.
For example,
./em13200_linux64.bin -J-Djava.io.tmpdir=/u01/
software/em13c/stage/
• Ensure that there are no white spaces in the name of the directory where
you download and run the Enterprise Manager Cloud Control software
from. For example, do not download and run the software from a
directory titled EM Software because there is a white space between the
two words of the directory name.
2. (Optional) Enter My Oracle Support Details.
Installing an Enterprise Manager System for a Demonstration Site (Simple Configuration)
Installing Oracle Enterprise Manager Cloud Control 5-19

(Optional) On the My Oracle Support Details screen, enter your My Oracle Support
credentials to enable Oracle Configuration Manager. If you do not want to enable
Oracle Configuration Manager now, go to Step (3).
If the host from where you are running the installation wizard does not have a
connection to the Internet, then enter only the e-mail address and leave the other
fields blank. After you complete the installation, manually collect the
configuration information and upload it to My Oracle Support. For instructions, see
What Are the Enterprise Manager Cloud Control Software Updates? in the Oracle
Enterprise Manager Cloud Control Advanced Installation and Configuration Guide
3. Click Next.
4. (Recommended) Install Software Updates.
On the Software Updates screen, select Search for Updates, and then select one of
the following options to apply the latest software updates:
•Local Directory, if you do not have Internet connectivity on your host, and
want to download the updates in offline mode and apply them while
performing the installation.
•My Oracle Support, if you have Internet connectivity on your host, and want
to connect to My Oracle Support directly via the installer to download the
updates in online mode and apply them while performing the installation.
For more information on these options, and for instructions to download and
apply the software updates using these options, see Are the Software Updates
Applied Automatically Even for Databases That Have Oracle Management Repository
Preconfigured? in the Oracle Enterprise Manager Cloud Control Advanced Installation
and Configuration Guide.
Installing an Enterprise Manager System for a Demonstration Site (Simple Configuration)
5-20 Oracle Enterprise Manager Cloud Control Basic Installation Guide

Note:
The Software Updates screen uses the built-in feature Auto Update to
automatically download and deploy the latest recommended patches while
installing or upgrading Enterprise Manager Cloud Control. This way, you do
not have to keep a manual check on the patches released by Oracle. All
patches required by the installer for successful installation and upgrade are
automatically detected and downloaded from My Oracle Support, and
applied during the installation or upgrade, thus reducing the known issues
and potential failures. Oracle strongly recommends using this feature, and
applying the software updates while the installation is in progress. For more
information, see What Is a Software Update? in the Oracle Enterprise Manager
Cloud Control Advanced Installation and Configuration Guide.
Note:
During installation, you will be prompted for the details of a database where
Oracle Management Repository can be configured. If you plan to provide the
details of a database that already has an Oracle Management Repository
preconfigured using the database templates offered by Oracle, then the
software updates selected on this screen cannot be automatically applied. In
such a case, you must manually download and apply these software updates
after the installation.
Note:
Despite providing the My Oracle Support credentials, if you are unable to
download the software updates, then exit the installer, and invoke the installer
again passing the SHOW_PROXY parameter in the following way:
<Software_Location>/em13200_<platform>.bin SHOW_PROXY=true
To invoke the installer on Microsoft Windows, run
setup_em13200_win64.exe SHOW_PROXY=true.
5. Click Next.
If Enterprise Manager Cloud Control is the first Oracle product you are installing
on the host that is running on UNIX operating system, then the Oracle Inventory
screen appears. For details, see step (6). Otherwise, the Check Prerequisites screen
appears. For details, see step (8).
If Enterprise Manager Cloud Control is the first Oracle product you are installing
on the host that is running on Microsoft Windows operating system, then the
Oracle Inventory screen does not appear. On Microsoft Windows, the following is
the default inventory directory:
<system drive>\Program Files\Oracle\Inventory
6. Enter Oracle Inventory Details.
On the Oracle Inventory screen, do the following. You will see this screen only if
this turns out to be your first ever installation of an Oracle product on the host.
a. Enter the full path to a directory where the inventory files and directories can
be placed.
Installing an Enterprise Manager System for a Demonstration Site (Simple Configuration)
Installing Oracle Enterprise Manager Cloud Control 5-21

Note:
• If this is the first Oracle product on the host, then the default central
inventory location is <home directory>/oraInventory. However, if
you already have some Oracle products on the host, then the central
inventory location can be found in the oraInst.loc file. The
oraInst.loc file is located in the /etc directory for Linux and AIX,
and in the /var/opt/oracle directory for Solaris, HP-UX, and Tru64.
• Ensure that you have read, write, and execute permissions on the default
inventory directory. If you do not have the required permissions, then exit
the installer, invoke the installer again with the INVENTORY_LOCATION
parameter, and pass the absolute path to the alternative inventory
location.
For example,
<Software_Location>/em13200_<platform>.bin
INVENTORY_LOCATION=<absolute_path_to_inventory_directo
ry>
Alternatively, invoke the installer with the -invPtrLoc parameter, and
pass the absolute path to the oraInst.loc file that contains the
alternative inventory location.
For example,
<Software_Location>/em13200_<platform>.bin -invPtrLoc
<absolute_path_to_oraInst.loc>
However, note that these parameters are supported only on UNIX
platforms, and not on Microsoft Windows platforms.
b. Select the appropriate operating system group name that will own the Oracle
inventory directories. The group that you select must have write permissions
on the Oracle Inventory directories.
7. Click Next.
8. Check Prerequisites.
Installing an Enterprise Manager System for a Demonstration Site (Simple Configuration)
5-22 Oracle Enterprise Manager Cloud Control Basic Installation Guide

On the Prerequisite Checks screen, check the status of the prerequisite checks run
by the installation wizard, and verify whether your environment meets all the
minimum requirements for a successful installation.
The installation wizard runs the prerequisite checks automatically when you
come to this screen. It checks for the required operating system patches, operating
system packages, and so on.
The status of the prerequisite check can be either Warning, Failed, Succeeded,
Not Executed, In Progress, or Pending.
• If some checks result in Warning or Failed status, then investigate and correct
the problems before you proceed with the installation. The screen provides
details on why the prerequisites failed and how you can resolve them. After
you correct the problems, return to this screen and click Rerun to check the
prerequisites again.
• However, all package requirements must be met or fixed before proceeding
any further. Otherwise, the installation might fail.
9. Click Next.
Installing an Enterprise Manager System for a Demonstration Site (Simple Configuration)
Installing Oracle Enterprise Manager Cloud Control 5-23

Note:
If a prerequisite check fails reporting a missing package, then make sure you
install the required package, and click Rerun. The installation wizard
validates the package name as well as the version, so make sure you install the
packages of the minimum versions mentioned in Package, Kernel Parameter,
and Library Requirements for Enterprise Manager Cloud Control. To
understand the logic the installation wizard uses to verify these packages, see
About the Logic Used by the Enterprise Manager Cloud Control Installation
Wizard to Verify the Packages.
10. Select Installation Type.
On the Installation Types screen, select Create a new Enterprise Manager system,
then select Simple.
11. Click Next.
12. Enter Installation Details.
Installing an Enterprise Manager System for a Demonstration Site (Simple Configuration)
5-24 Oracle Enterprise Manager Cloud Control Basic Installation Guide

On the Installation Details screen, do the following:
a. Enter the Middleware home where you want to install the OMS and other
core components.
For example, /u01/software/em13c/oraclehome
Installing an Enterprise Manager System for a Demonstration Site (Simple Configuration)
Installing Oracle Enterprise Manager Cloud Control 5-25

Note:
• The Enterprise Manager Cloud Control Installation Wizard installs Oracle
WebLogic Server 12c Release 1 (12.1.3.0) and JDK 1.7.0_80 by default in
this middleware home directory you enter here. A preinstalled JDK or
Oracle WebLogic Server is not supported from 13c Release 1 onwards.
• Ensure that the number of characters in the middleware home path does
not exceed 70 characters for Unix platforms and 25 characters for
Microsoft Windows platforms.
For example, the middleware home path C:\Oracle\MW\EM containing
only 15 characters is acceptable. However, C:\OracleSoftware
\OracleMiddleware\OracleEnterpriseManager\OMS
\newrelease\oms containing more than 25 characters is not acceptable
for Microsoft Windows platforms.
• By default, the OMS instance base directory (gc_inst) is created
outside the middleware home, and at the same parent level as the
middleware home. For example, if you enter u01/software/oracle/
middleware as the middleware home, then the instance base directory is
created as u01/software/oracle/gc_inst.
However, if you are installing on an NFS-mounted drive and creating the
OMS instance base directory (gc_inst) on that NFS-mounted drive,
then after you install, move the lock files from the NFS-mounted drive to
a local file system location. Modify the lock file location in the httpd.conf
file to map to a location on a local file system. For instructions, refer to
Performing Postinstallation Tasks After Installing an Enterprise Manager
System.
b. Enter the absolute path to the agent base directory, a location outside the
Oracle Middleware home where the Management Agent can be installed. For
example, if the middleware home is /u01/software/em13c/
oraclehome, then you can specify the agent base directory as /u01/
software/em13c/agentbasedir.
Ensure that this location is empty and has write permission. Also ensure that
it is always maintained outside the middleware home.
Note:
Ensure that the number of characters in the middleware home path does not
exceed 70 characters for Unix platforms and 25 characters for Microsoft
Windows platforms.
For example, the middleware home path C:\Oracle\MW\EM containing only
15 characters is acceptable. However, C:\OracleSoftware
\OracleMiddleware\OracleEnterpriseManager\OMS\newrelease
\oms containing more than 25 characters is not acceptable for Microsoft
Windows platforms.
c. Validate the name of the host where you want to configure the OMS.
The host name appears as a fully qualified name. The host name can also
appear as a virtual host name if your host is configured with virtual machine.
Installing an Enterprise Manager System for a Demonstration Site (Simple Configuration)
5-26 Oracle Enterprise Manager Cloud Control Basic Installation Guide

You can choose to accept the default host name and proceed with the
installation. Alternatively, you can change the name if it is incorrect, or enter
another host name for this host. Ensure that the host name you enter is
accessible from other hosts in the network (other hosts must be able to ping
this host).
The host name appears as a fully qualified name, or as a virtual host name if
your host is configured with virtual machine. If the installation wizard was
invoked with a value for ORACLE_HOSTNAME, then this field is prepopulated
with that name.
Accept the default host name, or enter a fully qualified domain name that is
registered in the DNS and is accessible from other network hosts, or enter an
alias host name that is defined in the /etc/hosts file on all the OMS
instances at this site.
Note:
The host name must resolve to the local host or virtual host because the host
name is used for the local Oracle WebLogic Server as well as the Oracle
Management Service. Do not provide a remote host or a load balancer virtual
host in this field. Do not enter an IP address. Do not use underscores in the
name. Short names are allowed, but you will see a warning, so Oracle
recommends that you enter a fully qualified domain name instead.
13. Click Next.
14. Enter Configuration Details.
On the Configuration Details screen, do the following:
Installing an Enterprise Manager System for a Demonstration Site (Simple Configuration)
Installing Oracle Enterprise Manager Cloud Control 5-27

a. Enter an administrator password, which can be used as a common password
for configuring the Enterprise Manager Cloud Control.
Note:
The passwords used here must follow the conventions required for the
SYSMAN account. The SYSMAN account password must begin with a letter,
and can only contain uppercase or lowercase letters, numbers and the
following characters: $, # , _
Table 5-4 describes what the administrator password is used for.
Table 5-4 Usage of Administrator Password
Purpose Description
Creates SYSMAN User
Account
The user account is used as the super administrator for
configuring the SYSMAN schema in the Management
Repository.
Creates Default
WebLogic User Account
weblogic
The user account is used as the administrator for creating
the default WebLogic domain GCDomain.
Creates Default Node
Manager User Account
nodemanager
The user account is automatically created during the
configuration of Enterprise Manager Cloud Control.
A Node Manager enables you to start, shut down, or
restart an Oracle WebLogic Server instance remotely,
and is recommended for applications with high
availability requirements.
Authenticates New
Management Agents
The agent registration password is used for
authenticating new Management Agents that join
Enterprise Manager system, where the communication
between the OMS and the Management Agent is secure.
b. Provide details of the existing, certified database where the Management
Repository needs to be created. If you have already created a database
instance with a preconfigured Management Repository using the database
templates offered by Oracle, then provide details about that database
instance.
The installer uses this information to connect to the existing database for
creating the SYSMAN schema and plug-in schemas. If you provide details of
a database that already has a preconfigured Management Repository, then
the installer only creates plug-in schemas.
Installing an Enterprise Manager System for a Demonstration Site (Simple Configuration)
5-28 Oracle Enterprise Manager Cloud Control Basic Installation Guide

Note:
• For information about creating a database instance with a preconfigured
Management Repository using the database templates offered by Oracle,
refer to Creating a Database Instance with Preconfigured Repository
Using Database Templates.
• If you connect to a database instance that was created using the database
template offered by Oracle, then the password assigned to user accounts
SYSMAN, SYSMAN_MDS, SYSMAN_APM, and SYSMAN_OPSS, which
were created while preconfiguring the Management Repository, are
automatically reset with the administrator password you enter here on
this screen. We also unlock all these user accounts.
• To identify whether your database is a certified database listed in the
certification matrix, follow the steps outlined in Accessing the Enterprise
Manager Certification Matrix.
• If you are providing the details of a pluggable database (PDB), then use
the full service name instead of the alias. For example, pdb.example.com.
If you are providing the details of a lone-pluggable database (Lone-PDB),
then use the full service name. For example, pdb.example.com. If you are
providing the details of a non-container database (Non-CDB), then use the
SID.
• If you are providing the details of an Oracle RAC database that is
configured with Single Client Access Name (SCAN), then enter the SCAN
name as the host name.
• For information on all the database initialization parameters that are set,
and all the prerequisite checks that are run, and for instructions to run the
prerequisite checks manually if they fail, see Overview of the EM
Prerequisite Kit .
15. Click Next.
Installing an Enterprise Manager System for a Demonstration Site (Simple Configuration)
Installing Oracle Enterprise Manager Cloud Control 5-29

Note:
• If you are connecting to an Oracle RAC database, and if you have
specified the virtual IP address of one of its nodes, then the installation
wizard prompts you with a Connection String dialog and requests you to
update the connection string with information about the other nodes that
are part of the cluster. Update the connection string and click OK. If you
want to test the connection, click Test Connection.
• If your Oracle RAC database 11.2 or higher is configured with Single
Client Access Name (SCAN) listener, then you can enter a connection
string using the SCAN listener.
• If you are connecting to an Oracle Database that is configured with CDB
or PDB, then make sure you open the PDB before you provide the PDB
details on this screen.
• If you see an error stating that the connection to the database failed with
ORA-01017 invalid user name/password, then follow these steps to
resolve the issue:
(1) Verify that SYS password provided is valid.
(2) Verify that the database initialization parameter
REMOTE_LOGIN_PASSWORDFILE is set to Shared or Exclusive.
(3) Verify that password file with the file name orapw<SID> exists in the
<ORACLE_HOME>/dbs directory of the database home. If it does not,
create a password file using the ORAPWD command.
16. Configure Shared Locations.
Installing an Enterprise Manager System for a Demonstration Site (Simple Configuration)
5-30 Oracle Enterprise Manager Cloud Control Basic Installation Guide

Note:
When you invoke the installer on Microsoft Windows, the Enterprise Manager
Shared Location Details screen does not show the Config Volume and Cluster
Volume options. This is an expected behavior.
On the Enterprise Manager Shared Location Details screen, do the following:
a. (Optional) Configure Oracle Software Library.
Oracle Software Library (Software Library) is a feature within Enterprise
Manager Cloud Control that acts as a repository to store software entities
such as software patches, virtual appliance images, reference gold images,
application software, and their associated directive scripts. You require the
Software Library for operations such as provisioning, patching, and so on.
Select Configure Oracle Software Library, and enter the absolute path
leading up to a unique directory name. By default, the storage location that is
configured is the OMS Shared File System location, so Oracle strongly
recommends that the location you enter is a mounted location on the OMS
host. This helps when you install additional OMS instances that can use the
same mounted Software Library location.
Note:
Software Library supports two types of storage locations, mainly OMS Shared
File System location and OMS Agent File System location. To understand these
storage locations, see Upload File Locations in the Oracle Enterprise Manager
Cloud Control Administrator's Guide.
For some reason, if you are unable to configure an OMS Shared File System
location, then configure an OMS Agent Storage location. For instructions, see
the section on configuring an OMS Agent file system location in Configuring an
OMS Agent File system Location in the Oracle Enterprise Manager Cloud Control
Administrator's Guide.
Note:
• Configuring the Software Library at the time of installation is optional.
Even if you do not select this option and configure it now, your
installation will succeed. You always have the option of configuring the
Software Library later using the Initial Setup Console or the Software Library
Administration Console (available within the Enterprise Manager Cloud
Control Console). However, Oracle strongly recommends that you select
this option and configure it at the time of installation so that the installer
can automatically configure it for you. This saves time and effort, and
enables you to install an additional OMS, immediately after the first OMS,
and configure it to use the same Software Library location.
• Once the Software Library is configured, you can view the location details
in the Software Library Administration Console. To access this console, from
the Setup menu, select Provisioning and Patching, then select Software
Library.
Installing an Enterprise Manager System for a Demonstration Site (Simple Configuration)
Installing Oracle Enterprise Manager Cloud Control 5-31

b. (Optional) Configure a shared location for Oracle BI Publisher that is installed
and configured by default. The shared storage location will act as a common
location for storing the report catalog and associated management
information for the first OMS you are installing now and also for the
additional OMS you plan to install in the future.
(i) Identify a shared location that you can use for Oracle BI Publisher.
If you do not have an existing shared location, create a new one and ensure
that it is visible on the host where you are installing the first OMS and also on
other hosts where you plan to install additional OMS instances.
At install time, for the installation to be successful, you can reserve
approximately 400 MB of hard disk space for the shared directory. However,
Oracle recommends that you scale it to at least 10 GB eventually, and ensure
that it can be extended further in the future because the space utilization
increases over a period of time as you install additional plug-ins and create
more reports.
Caution:
If you already have a shared location that you were using for the Software
Library or for staging gold images in the previous release of Enterprise
Manager, then you can choose to use the same location. However, ensure that
the directories within the shared location are unique for Oracle BI Publisher,
Software Library, and staged gold images. For example, if you already are
using the shared location /u01/software/examplehost/shrd/ where the
Software Library is configured in /u01/software/examplehost/
shrd/SW, then you can use the same location, but make sure the directory
within this shared location for Oracle BI Publisher is /u01/software/
examplehost/shrd/BIP.
(ii) On this screen, select Configure a Shared Location for Oracle BI
Publisher. Enter the following directory paths. Ensure that the user account
that you are using to install the first OMS has read and write permission on
these paths.
Note:
When you invoke the installer on Microsoft Windows, the Enterprise Manager
Shared Location Details screen does not show the Config Volume and Cluster
Volume options. This is an expected behavior.
For Config Volume, enter the path leading up to the /config directory on
the shared storage location where Oracle BI Publisher repository and
configuration files can be stored. For example, /ntwkshrd/bip/config
For Cluster Volume, enter the path leading up to the /cluster directory on
the shared storage location where Oracle BI Publisher scheduler storage can
be maintained for Oracle BI Publisher to operate in a high-availability
environment. For example, /ntwkshrd/bip/cluster.
Installing an Enterprise Manager System for a Demonstration Site (Simple Configuration)
5-32 Oracle Enterprise Manager Cloud Control Basic Installation Guide

WARNING:
Do not delete these directories after the installation. The directories are
required for proper functioning of Oracle BI Publisher, and therefore are
required during the installation and also after the installation.
c. (Optional) Enable or disable the installed and configured Oracle BI Publisher.
Enabling Oracle BI Publisher starts the software and keeps it ready for use
within the Enterprise Manager system. Disabling Oracle BI Publisher leaves
the software as it is without starting it.
To enable Oracle BI Publisher, select Enable Oracle BI Publisher.
Note:
If you choose to disable Oracle BI Publisher during the installation, then you
can enable it after the installation by running the following EM CTL command
from the bin directory of the Oracle home.
$<ORACLE_HOME>/bin/emctl config oms -enable_bip
The command only enables Oracle BI Publisher, but does not start it. To start
it, run the following command from the bin directory of the Oracle home.
$<ORACLE_HOME>/bin/emctl start oms -bip_only
17. Click Next.
18. Review and Install.
On the Review screen, review the details you provided for the selected installation
type.
• If you want to change the details, click Back repeatedly until you reach the
screen where you want to make the changes.
• After you verify the details, if you are satisfied, click Install to begin the
installation process.
19. Track the Progress.
On the Install Progress screen, view the overall progress (in percentage) of the
installation and the status of each of the configuration assistants. Configuration
assistants are run for configuring the installed components of Enterprise Manager
Cloud Control.
Installing an Enterprise Manager System for a Demonstration Site (Simple Configuration)
Installing Oracle Enterprise Manager Cloud Control 5-33

Note:
• If a configuration assistant fails, the installer stops and none of the
subsequent configuration assistants are run. Resolve the issue and retry
the configuration assistant.
For more information, see Troubleshooting Configuration Data Collection
Tools in the Oracle Enterprise Manager Cloud Control Advanced Installation
and Configuration Guide.
• If you accidently exit the installer before clicking Retry, then do NOT
restart the installer to reach the same screen; instead, invoke the
runConfig.sh script from the Oracle home to rerun the Configuration
Assistant in silent mode. For Microsoft Windows platforms, invoke
runConfig.bat script.
$<ORACLE_HOME>/oui/bin/runConfig.sh
ORACLE_HOME=<absolute_path_to_Oracle_home>
MODE=perform ACTION=configure
COMPONENT_XML={encap_oms.1_0_0_0_0.xml}
If the runConfig.sh script fails, then clean up your environment and
redo the installation.
20. Run Scripts.
Once the software binaries are copied and configured, you are prompted to run
the allroot.sh script, and the oraInstRoot.sh script if this is the first Oracle
product installation on the host. Open another window, log in as root, and
manually run the scripts.
If you are installing on Microsoft Windows operating system, then you will NOT
be prompted to run this script.
21. End the Installation.
On the Finish screen, you should see information pertaining to the installation of
Enterprise Manager. Review the information and click Close to exit the
installation wizard.
For more information about this installation, refer to the following file in the
Oracle home of the OMS:
$<ORACLE_HOME>/install/setupinfo.txt
Installing an Enterprise Manager System for a Demonstration Site (Simple Configuration)
5-34 Oracle Enterprise Manager Cloud Control Basic Installation Guide

Note:
If a Server Load Balancer (SLB) is configured in your environment, and the
upload port is locked, then configure the SLB for JVMD Engines, and then
secure the OMS.
If an SLB is configured in your environment, but the upload port is unlocked,
then decide whether you want to route the JVMD traffic through the SLB. If
you do, then configure the SLB for JVMD Engines, and then secure the OMS.
To secure the OMS, run the following command:
<ORACLE_HOME>/bin/emctl secure oms -host <SLB host>-
slb_jvmd_http_port <JVMD_SLB_HTTP_Port> -
slb_jvmd_https_port <JVMD_SLB_HTTPS_Port> -sysman_pwd
<system_password> -reg_pwd <agent_registration_password>
Note:
If the installation fails for some reason, review the log files. For more
information, see Overview of the Installation and Configuration Log Files in the
Oracle Enterprise Manager Cloud Control Advanced Installation and Configuration
Guide.
Note:
If you have run the installation wizard and let the installation wizard take
corrective actions to correct the repository settings, and if you have exited the
wizard without completing the installation process, then remember that the
repository settings might not reset to their original values because you
abruptly ended the installation. In this case, before invoking the installation
wizard again, run the EM Prerequisite Kit to manually reset the values. To do
so, see Overview of the EM Prerequisite Kit .
5.5 Installing an Enterprise Manager System for a Production Site
(Advanced Configuration)
To install Enterprise Manager Cloud Control in a production environment, use the
Advanced installation type. This installation type offers custom or advanced
configuration options that enable you to customize your installation to suit your
needs.
This installation type provides the following benefits:
• Offers an option to select the deployment size (small, medium, or large) of your
choice, and depending on the deployment size you select, configures with the
required memory. The deployment size essentially indicates the number of targets
you plan to monitor, the number of Management Agents you plan to have, and
the number of concurrent user sessions you plan to have.
• Allows you to use a database where the Management Repository is preconfigured
using the database templates offered by Oracle.
Installing an Enterprise Manager System for a Production Site (Advanced Configuration)
Installing Oracle Enterprise Manager Cloud Control 5-35

• Deploys the mandatory plug-ins such as Oracle Database plug-in, Oracle Fusion
Middleware plug-in, Oracle Exadata plug-in, Oracle Cloud Framework plug-in,
and Oracle System Infrastructure plug-in. In addition, enables you to select and
deploy other optional plug-ins of your choice.
• Allows you to change the name of the default user account weblogic for the
WebLogic domain GCDomain.
• Prompts for separate, distinct passwords for WebLogic Server administration,
Node Manager, SYSMAN user account, and Management Agent registration.
• Allows you to change the name of the default OMS instance base directory
(gc_inst) to a name of your choice, and creates that directory outside the
Middleware home.
• Allows you to change the locations of the tablespaces for management,
configuration data, and JVM diagnostics data.
• Allows you to customize the ports according to your environment.
To install Enterprise Manager Cloud Control for a production site, follow these steps:
Note:
Oracle recommends you to run the EM Prerequisite Kit before invoking the
installer to ensure that you meet all the repository requirements beforehand.
Even if you do not run it manually, the installer anyway runs it in the
background while installing the product. However, running it manually
beforehand sets up your Management Repository even before you can start
the installation or upgrade process. For information on the kit, to understand
how to run it, and to know about the prerequisite checks it runs, see Overview
of the EM Prerequisite Kit .
However, if you plan to use a database instance that was created with a
preconfigured Management Repository using the database templates
offered by Oracle, then make sure you pass the following parameter while
invoking the EM Prerequisite Kit.
-componentVariables
repository:EXECUTE_CHECKS_NOSEED_DB_FOUND:false
1. Invoke the Enterprise Manager Cloud Control Installation Wizard.
Invoke the installation wizard as a user who belongs to the oinstall group you
created following the instructions in Creating Operating System Groups and
Users for Enterprise Manager Cloud Control.
<Software_Location>/em13200_<platform>.bin
For example, for Linux platform, run /u1/software/em/
em13200_linux64.bin.
Installing an Enterprise Manager System for a Production Site (Advanced Configuration)
5-36 Oracle Enterprise Manager Cloud Control Basic Installation Guide

Note: If you have downloaded the 13.2 PG software binaries from OTN page,
then invoke the installer using the following:
For Linux platforms:
<Software_Location>/em13200p1_<platform>.bin
For example, run /u01/software/em/em13200p1_linux64.bin.
Note:
• To invoke the installation wizard on UNIX platforms, run
em13200_<platform>.bin. To invoke on Microsoft Windows
platforms, run setup_em13200_win64.exe.
• The installer requires about 10 GB of hard disk space in the temporary
directory. If your temporary directory does not have this space, then pass
the -J-Djava.io.tmpdir parameter and provide an alternative
directory where there is 10 GB of space.
The directory specified by this parameter will also be used as the location
for the Provisioning Advisor Framework (PAF) staging directory, which
is used for copying the Software Library entities related to the
deployment procedures. The PAF staging directory is used only for
provisioning activities — entities are copied for a deployment procedure,
and then, deleted once the deployment procedure ends.
For example,
./em13200_linux64.bin -J-Djava.io.tmpdir=/u01/
software/em13c/stage/
• Ensure that there are no white spaces in the name of the directory where
you download and run the Enterprise Manager Cloud Control software
from. For example, do not download and run the software from a
directory titled EM Software because there is a white space between the
two words of the directory name.
2. (Optional) Enter My Oracle Support Details.
Installing an Enterprise Manager System for a Production Site (Advanced Configuration)
Installing Oracle Enterprise Manager Cloud Control 5-37

(Optional) On the My Oracle Support Details screen, enter your My Oracle Support
credentials to enable Oracle Configuration Manager. If you do not want to enable
Oracle Configuration Manager now, go to Step (3).
If the host from where you are running the installation wizard does not have a
connection to the Internet, then enter only the e-mail address and leave the other
fields blank. After you complete the installation, manually collect the
configuration information and upload it to My Oracle Support. For instructions, see
What Are the Enterprise Manager Cloud Control Software Updates? in the Oracle
Enterprise Manager Cloud Control Advanced Installation and Configuration Guide.
3. Click Next.
4. (Recommended) Install Software Updates.
Installing an Enterprise Manager System for a Production Site (Advanced Configuration)
5-38 Oracle Enterprise Manager Cloud Control Basic Installation Guide

On the Software Updates screen, select Search for Updates, and then select one of
the following options to apply the latest software updates:
•Local Directory, if you do not have Internet connectivity on your host, and
want to download the updates in offline mode and apply them while
performing the installation.
•My Oracle Support, if you have Internet connectivity on your host, and want
to connect to My Oracle Support directly via the installer to download the
updates in online mode and apply them while performing the installation.
For more information on these options, and for instructions to download and
apply the software updates using these options, see Are the Software Updates
Applied Automatically Even for Databases That Have Oracle Management Repository
Preconfigured? in the Oracle Enterprise Manager Cloud Control Advanced Installation
and Configuration Guide.
Note:
The Software Updates screen uses the built-in feature Auto Update to
automatically download and deploy the latest recommended patches while
installing or upgrading Enterprise Manager Cloud Control. This way, you do
not have to keep a manual check on the patches released by Oracle. All
patches required by the installer for successful installation and upgrade are
automatically detected and downloaded from My Oracle Support, and
applied during the installation or upgrade, thus reducing the known issues
and potential failures. Oracle strongly recommends using this feature, and
applying the software updates while the installation is in progress. For more
information, see What Is a Software Update? in the Oracle Enterprise Manager
Cloud Control Advanced Installation and Configuration Guide.
Installing an Enterprise Manager System for a Production Site (Advanced Configuration)
Installing Oracle Enterprise Manager Cloud Control 5-39

Note:
During installation, you will be prompted for the details of a database where
Oracle Management Repository can be configured. If you plan to provide the
details of a database that already has an Oracle Management Repository
preconfigured using the database templates offered by Oracle, then the
software updates selected on this screen cannot be automatically applied. In
such a case, you must manually download and apply these software updates
after the installation.
Note:
Despite providing the My Oracle Support credentials, if you are unable to
download the software updates, then exit the installer, and invoke the installer
again passing the -showProxy parameter in the following way:
<Software_Location>/em13200_<platform>.bin SHOW_PROXY=true
5. Click Next.
If Enterprise Manager Cloud Control is the first Oracle product you are installing
on the host that is running on UNIX operating system, then the Oracle Inventory
screen appears. For details, see step (6). Otherwise, the Check Prerequisites screen
appears. For details, see step (8).
If Enterprise Manager Cloud Control is the first Oracle product you are installing
on the host that is running on Microsoft Windows operating system, then the
Oracle Inventory screen does not appear. On Microsoft Windows, the following is
the default inventory directory:
<system drive>\Program Files\Oracle\Inventory
6. Enter Oracle Inventory Details.
On the Oracle Inventory screen, do the following. You will see this screen only if
this turns out to be your first ever installation of an Oracle product on the host.
a. Enter the full path to a directory where the inventory files and directories can
be placed.
Installing an Enterprise Manager System for a Production Site (Advanced Configuration)
5-40 Oracle Enterprise Manager Cloud Control Basic Installation Guide

Note:
• If this is the first Oracle product on the host, then the default central
inventory location is <home directory>/oraInventory. However, if
you already have some Oracle products on the host, then the central
inventory location can be found in the oraInst.loc file. The
oraInst.loc file is located in the /etc directory for Linux and AIX,
and in the /var/opt/oracle directory for Solaris, HP-UX, and Tru64.
• Ensure that you have read, write, and execute permissions on the default
inventory directory. If you do not have the required permissions, then exit
the installer, invoke the installer again with the INVENTORY_LOCATION
parameter, and pass the absolute path to the alternative inventory
location.
For example,
<Software_Location>/em13200_<platform>.bin
INVENTORY_LOCATION=<absolute_path_to_inventory_directo
ry>
Alternatively, invoke the installer with the -invPtrLoc parameter, and
pass the absolute path to the oraInst.loc file that contains the
alternative inventory location.
For example,
<Software_Location>/em13200_<platform>.bin -invPtrLoc
<absolute_path_to_oraInst.loc>
However, note that these parameters are supported only on UNIX
platforms, and not on Microsoft Windows platforms.
b. Select the appropriate operating system group name that will own the Oracle
inventory directories. The group that you select must have write permissions
on the Oracle Inventory directories.
7. Click Next.
8. Check Prerequisites.
Installing an Enterprise Manager System for a Production Site (Advanced Configuration)
Installing Oracle Enterprise Manager Cloud Control 5-41

On the Prerequisite Checks screen, check the status of the prerequisite checks run
by the installation wizard, and verify whether your environment meets all the
minimum requirements for a successful installation.
The installation wizard runs the prerequisite checks automatically when you
come to this screen. It checks for the required operating system patches, operating
system packages, and so on.
The status of the prerequisite check can be either Warning, Failed, Succeeded,
Not Executed, In Progress, or Pending.
If some checks result in Warning or Failed status, then investigate and correct the
problems before you proceed with the installation. The screen provides details on
why the prerequisites failed and how you can resolve them. After you correct the
problems, return to this screen and click Rerun to check the prerequisites again.
Note:
You can choose to ignore the checks with Warning status by clicking Ignore.
However, all package requirements must be met or fixed before proceeding
any further.
9. Click Next.
Installing an Enterprise Manager System for a Production Site (Advanced Configuration)
5-42 Oracle Enterprise Manager Cloud Control Basic Installation Guide

Note:
If a prerequisite check fails reporting a missing package, then make sure you
install the required package, and click Rerun. The installation wizard
validates the package name as well as the version, so make sure you install the
packages of the minimum versions mentioned in Package, Kernel Parameter,
and Library Requirements for Enterprise Manager Cloud Control. To
understand the logic the installation wizard uses to verify these packages, see
About the Logic Used by the Enterprise Manager Cloud Control Installation
Wizard to Verify the Packages.
10. Select Installation Type.
On the Installation Types screen, select Create a new Enterprise Manager system,
then select Advanced.
11. Click Next.
12. Enter Installation Details.
Installing an Enterprise Manager System for a Production Site (Advanced Configuration)
Installing Oracle Enterprise Manager Cloud Control 5-43

On the Installation Details screen, do the following:
a. Enter the Middleware home where you want to install the OMS and other
core components. This is essentially the Oracle home.
Note:
• The Enterprise Manager Cloud Control Installation Wizard installs Oracle
WebLogic Server 12c Release 1 (12.1.3.0) and JDK 1.7.0_80 by default in
this middleware home directory you enter here. A preinstalled JDK or
Oracle WebLogic Server is not supported from 13c Release 1 onwards.
• Ensure that the number of characters in the middleware home path does
not exceed 70 characters for Unix platforms and 25 characters for
Microsoft Windows platforms.
For example, the middleware home path C:\Oracle\MW\EM containing
only 15 characters is acceptable. However, C:\OracleSoftware
\OracleMiddleware\OracleEnterpriseManager\OMS
\newrelease\oms containing more than 25 characters is not acceptable
for Microsoft Windows platforms.
b. Enter the absolute path to the agent base directory, a location outside the
middleware home where the Management Agent can be installed. For
example, if the middleware home is /u01/software/em13c/
oraclehome, then you can specify the agent base directory as /u01/
software/em13c/agentbasedir.
Ensure that this location is empty and has write permission. Also ensure that
it is always maintained outside the Oracle Middleware home.
Installing an Enterprise Manager System for a Production Site (Advanced Configuration)
5-44 Oracle Enterprise Manager Cloud Control Basic Installation Guide

Note:
Ensure that the number of characters in the middleware home path does not
exceed 70 characters for Unix platforms and 25 characters for Microsoft
Windows platforms.
For example, the middleware home path C:\Oracle\MW\EM containing only
15 characters is acceptable. However, C:\OracleSoftware
\OracleMiddleware\OracleEnterpriseManager\OMS\newrelease
\oms containing more than 25 characters is not acceptable for Microsoft
Windows platforms.
c. Validate the name of the host where you want to configure the OMS.
The host name appears as a fully qualified name, or as a virtual host name if
your host is configured with virtual machine. If the installation wizard was
invoked with a value for ORACLE_HOSTNAME, then this field is
prepopulated with that name.
Accept the default host name, or enter a fully qualified domain name that is
registered in the DNS and is accessible from other network hosts, or enter an
alias host name that is defined in the /etc/hosts file on all the OMS
instances at this site.
Note:
The host name must resolve to the local host or virtual host because the host
name is used for the local Oracle WebLogic Server as well as the Oracle
Management Service. Do not provide a remote host or a load balancer virtual
host in this field. Do not enter an IP address. Do not use underscores in the
name. Short names are allowed, but you will see a warning, so Oracle
recommends that you enter a fully qualified domain name instead.
13. Click Next.
14. Deploy Plug-Ins.
Installing an Enterprise Manager System for a Production Site (Advanced Configuration)
Installing Oracle Enterprise Manager Cloud Control 5-45

On the Plug-In Deployment screen, select the optional plug-ins you want to install
from the software kit (DVD, downloaded software) while installing the Enterprise
Manager system.
Plug-Ins are pluggable entities that offer special management capabilities
customized to suit specific target types or solution areas.
The pre-selected rows are mandatory plug-ins that will be installed by default.
Select the optional ones you want to install.
Note:
If you select a deprecated plug-in that is supported only in 13c Release 2 but
not in any of the future releases, then you are prompted to evaluate your
selection and decide whether or not you want to proceed with the deployment
of such plug-ins.
Note:
During installation, if you want to install a plug-in that is not available in the
software kit, then refer to Advanced Installer Options Supported for Installing
an Enterprise Manager System for a Production Site (Advanced Installation)
for the point that describes how you can install additional plug-ins.
15. Click Next.
16. Enter WebLogic Server Configuration Details.
Installing an Enterprise Manager System for a Production Site (Advanced Configuration)
5-46 Oracle Enterprise Manager Cloud Control Basic Installation Guide

On the WebLogic Server Configuration Details screen, enter the credentials for the
WebLogic Server user account and the Node Manager user account, and validate
the path to the Oracle Management Service instance base location. Ensure that the
Oracle Management Service instance base location is outside the middleware
home. By default, the WebLogic user name is weblogic. If you want, you can
modify it.
Note:
Ensure that your password contains at least 8 characters without any spaces,
begins with a letter, and includes at least one numeric value.
Note:
• Ensure that the Oracle Management Service instance base location is
outside the middleware home.
• If you are installing on an NFS-mounted drive and creating the OMS
instance base directory (gc_inst) on that NFS-mounted drive, then
after you install, move the lock files from the NFS-mounted drive to a
local file system location. Modify the lock file location in the httpd.conf
file to map to a location on a local file system. For instructions, see
Performing Postinstallation Tasks After Installing an Enterprise Manager
System.
By default, the WebLogic Domain name is GCDomain, and the Node Manager
name is nodemanager. These are non-editable fields. The installer uses this
information for creating Oracle WebLogic Domain and other associated
Installing an Enterprise Manager System for a Production Site (Advanced Configuration)
Installing Oracle Enterprise Manager Cloud Control 5-47

components such as the admin server, the managed server, and the node
manager. A Node Manager enables you to start, shut down, or restart an Oracle
WebLogic Server instance remotely, and is recommended for applications with
high availability requirements.
Note:
On Microsoft Windows, a Node Manager service is NOT created. This is an
expected behavior.
17. Click Next.
18. Enter Database Connection Details.
On the Database Connection Details screen, do the following:
a. Provide details of the existing, certified database where the Management
Repository needs to be created. If you have already created a database
instance with a preconfigured Management Repository using the database
templates offered by Oracle, then provide details about that database
instance.
The installer uses this information to connect to the existing database for
creating the SYSMAN schema and plug-in schemas. If you provide details of
a database that already has a preconfigured Management Repository, then
the installer only creates plug-in schemas.
Installing an Enterprise Manager System for a Production Site (Advanced Configuration)
5-48 Oracle Enterprise Manager Cloud Control Basic Installation Guide

Note:
• If you connect to a database instance that was created using the database
template offered by Oracle, then note that the password assigned to the
user accounts SYSMAN_MDS, SYSMAN_APM, and SYSMAN_OPSS,
which were created while preconfiguring the Management Repository,
are automatically reset with the SYSMAN password you enter on the
Enterprise Manager Configuration Details screen (as described in Step
(20)).
• If you are providing the details of a pluggable database (PDB), then use
the full service name instead of the alias. For example, pdb.example.com.
If you are providing the details of a lone-pluggable database (Lone-PDB),
then use the full service name. For example, pdb.example.com. If you are
providing the details of a non-container database (Non-CDB), then use the
SID.
• For more information on creating a database instance with Preconfigured
Repository using database templates for CDB and PDB, refer Creating a
Database Instance with Preconfigured Repository Using Database
Templates for CDB and PDB.
• If you are providing the details of an Oracle RAC database that is
configured with Single Client Access Name (SCAN), then enter the SCAN
name as the host name.
b. Select the deployment size from the Deployment Size list to indicate the
number of targets you plan to monitor, the number of Management Agents
you plan to have, and the number of concurrent user sessions you plan to
have.
Table 5-5 describes each deployment size.
Table 5-5 Deployment Size
Deployment Size Targets Count Management
Agents Count
Concurrent User
Session Count
Small Up to 999 Up to 99 Up to 10
Medium Between 1000 and
9999
Between 100 and
999
Between 10 and 24
Large 10,000 or more 1000 or more Between 25 and 50
Installing an Enterprise Manager System for a Production Site (Advanced Configuration)
Installing Oracle Enterprise Manager Cloud Control 5-49

Note:
If the database you are connecting to is a database instance created with a
preconfigured Management Repository using the database templates offered
by Oracle (as described in Creating a Database Instance with Preconfigured
Repository Using Database Templates), then make sure the deployment size
you select on this screen matches with the deployment size you selected in the
Oracle Database Configuration Assistant (DBCA) while creating the database
instance.
If you want to select a deployment size different from the deployment size
you had selected while creating the database instance using DBCA, then do
one of the following:
•Select the deployment size of your choice on this screen, and click Next.
When you see errors, fix the parameters in the database, then return to
this screen to continue with the installation. To automatically fix the
parameters using Oracle-supplied SQL scripts, see Automatically Setting
Database Parameters and Converting the Management Repository to
Support a Deployment Size (Large, Medium, or Small).
• Minimize the installer, create another database instance with a template
for the desired deployment size, then return to this screen and select the
matching deployment size. For instructions, see Creating a Database
Instance with Preconfigured Repository Using Database Templates.
Note:
For more information on deployment sizes, the prerequisite checks that are
run, the database parameters that are set, and how you can modify the
deployment size after installation, see What is a Deployment Size for Enterprise
Manager Cloud Control in an Advanced Configuration? in the Oracle Enterprise
Manager Cloud Control Advanced Installation and Configuration Guide.
19. Click Next.
Installing an Enterprise Manager System for a Production Site (Advanced Configuration)
5-50 Oracle Enterprise Manager Cloud Control Basic Installation Guide

Note:
• If you are connecting to an Oracle RAC database, and if you have
specified the virtual IP address of one of its nodes, then the installation
wizard prompts you with a Connection String dialog and requests you to
update the connection string with information about the other nodes that
are part of the cluster. Update the connection string and click OK. If you
want to test the connection, click Test Connection.
• If your Oracle RAC database 11.2 or higher is configured with Single
Client Access Name (SCAN) listener, then you can enter a connection
string using the SCAN listener.
• If you are connecting to an Oracle Database that is configured with CDB
or PDB, then make sure you open the PDB before you provide the PDB
details on this screen.
• If you use ACFS, then ensure that you have the following parameters in
the cluster where you mount the ACFS disk and start the install /etc/
fstab file:
<mount_points_of_ACFS_storage> nfs
rw,bg,hard,intr,nolock,rsize=32768,wsize=32768,tcp,noa
cl,vers=3,timeo=300,actimeo=120
For example,
example.com:/emfs/mpoint/oms1 /scratch/u01/oms nfs
rw,bg,hard,intr,nolock,rsize=32768,wsize=32768,tcp,noa
cl,vers=3,timeo=300,actimeo=120
• If you see an error stating that the connection to the database failed with
ORA-01017 invalid user name/password, then follow these steps to
resolve the issue:
(1) Verify that SYS password provided is valid.
(2) Verify that the database initialization parameter
REMOTE_LOGIN_PASSWORDFILE is set to Shared or Exclusive.
(3) Verify that password file with the file name orapw<SID> exists in the
<ORACLE_HOME>/dbs directory of the database home. If it does not,
create a password file using the ORAPWD command.
• For information on all the database initialization parameters that are set,
and all the prerequisite checks that are run, and for instructions to run the
prerequisite checks manually if they fail, see Overview of the EM
Prerequisite Kit .
20. Enter Enterprise Manager Configuration Details.
Installing an Enterprise Manager System for a Production Site (Advanced Configuration)
Installing Oracle Enterprise Manager Cloud Control 5-51

On the Enterprise Manager Configuration Details screen, do the following:
a. For SYSMAN Password, enter a password for creating the SYSMAN user
account. The SYSMAN user account is used for creating the SYSMAN
schema, which holds most of the relational data used in managing Enterprise
Manager Cloud Control. SYSMAN is also the super administrator for
Enterprise Manager Cloud Control.
Note:
• The SYSMAN account password must begin with a letter, and can only
contain uppercase or lowercase letters, numbers and the following
characters: $, # , _
Examples of valid passwords: Welcome1, oracle_User
Examples of invalid passwords: Welcome!, 123oracle, #Oracle
• If you connect to a database instance that was created using the database
template offered by Oracle, then note that the password assigned to the
user accounts SYSMAN_MDS, SYSMAN_APM, and SYSMAN_OPSS,
which were created while preconfiguring the Management Repository,
are automatically reset with the SYSMAN password you enter on this
screen.
b. For Registration Password, enter a password for registering the new
Management Agents that join the Enterprise Manager system.
Installing an Enterprise Manager System for a Production Site (Advanced Configuration)
5-52 Oracle Enterprise Manager Cloud Control Basic Installation Guide

Note:
Ensure that your password contains at least 8 characters without any spaces,
begins with a letter, and includes at least one numeric value.
c. For Management Tablespace, enter the full path to the location where the
data file for management tablespace (mgmt.dbf) can be stored. The installer
uses this information for storing data about the monitored targets, their
metrics, and so on. Ensure that the specified path leads up to the file name.
For example, /u01/oracle/prod/oradata/mgmt.dbf
If the database is on Oracle Automatic Storage Management (Oracle ASM) or
ACFS, then the path must look like: +<disk_group>/<sid>/
<subdir_path_if_any>/<datafilename>.dbf.
For example, +DATA/oemrsp01d/datafile/mgmt.dbf
d. For Configuration Data Tablespace, enter the full path to the location where
the data file for configuration data tablespace (mgmt_ecm_depot1.dbf) can
be stored. This is required for storing configuration information collected
from the monitored targets. Ensure that the specified path leads up to the file
name.
For example, /u01/oracle/prod/oradata/mgmt_ecm_depot1.dbf
If the database is on Oracle Automatic Storage Management (Oracle ASM),
then the path must look like: +<disk_group>/<sid>/
<subdir_path_if_any>/<datafilename>.dbf
For example, +DATA/oemrsp01d/datafile/mgmt_ecm_depot1.dbf
e. For JVM Diagnostics Data Tablespace, enter the full path to a location where
the data file for JVM Diagnostics data tablespace (mgmt_deepdive.dbf) can
be stored. Ensure that the specified path leads up to the file name. Enterprise
Manager Cloud Control requires this data file to store monitoring data related
to JVM Diagnostics and Application Dependency Performance (ADP).
For example, /u01/oracle/prod/oradata/mgmt_deepdive.dbf.
If the database is on Oracle Automatic Storage Management (Oracle ASM),
then the path must look like: +<disk_group>/<sid>/
<subdir_path_if_any>/<datafilename>.dbf
For example, +DATA/oemrsp01d/datafile/mgmt_deepdive.dbf.
21. Click Next.
22. Configure Shared Locations.
Installing an Enterprise Manager System for a Production Site (Advanced Configuration)
Installing Oracle Enterprise Manager Cloud Control 5-53

Note:
When you invoke the installer on Microsoft Windows, the Enterprise Manager
Shared Location Details screen does not show the Config Volume and Cluster
Volume options. This is an expected behavior.
On the Enterprise Manager Shared Location Details screen, do the following:
a. Configure Oracle Software Library. Oracle Software Library (Software
Library) is a feature within Enterprise Manager Cloud Control that acts as a
repository to store software entities such as software patches, virtual
appliance images, reference gold images, application software, and their
associated directive scripts. You require the Software Library for operations
such as provisioning, patching, and so on.
by selecting Configure Oracle Software Library. Enter the absolute path
leading up to a unique directory name. By default, the storage location that is
configured is the OMS Shared File System location, so Oracle strongly
recommends that the location you enter is a mounted location on the OMS
host. This helps when you install additional OMS instances that can use the
same mounted Software Library location.
Installing an Enterprise Manager System for a Production Site (Advanced Configuration)
5-54 Oracle Enterprise Manager Cloud Control Basic Installation Guide

Note:
Software Library supports two types of storage locations, mainly OMS Shared
File System location and OMS Agent File System location. To understand these
storage locations, see Upload File Locationsin the Oracle Enterprise Manager
Cloud Control Administrator's Guide.
For some reason, if you are unable to configure an OMS Shared File System
location, then configure an OMS Agent Storage location. For instructions, see
the section on configuring an OMS Agent file system location in Configuring an
OMS Agent File system Location in the Oracle Enterprise Manager Cloud Control
Administrator's Guide.
Note:
• Configuring the Software Library at the time of installation is optional.
Even if you do not select this option and configure it now, your
installation will succeed. You always have the option of configuring the
Software Library later using the Initial Setup Console or the Software Library
Administration Console (available within the Enterprise Manager Cloud
Control Console). However, Oracle strongly recommends that you select
this option and configure it at the time of installation so that the installer
can automatically configure it for you. This saves time and effort, and
enables you to install an additional OMS, immediately after the first OMS,
and configure it to use the same Software Library location.
• Once the Software Library is configured, you can view the location details
in the Software Library Administration Console. To access this console, from
the Setup menu, select Provisioning and Patching, then select Software
Library.
b. Configure a shared location for Oracle BI Publisher that is installed and
configured by default. The shared storage location will act as a common
location for storing the report catalog and associated management
information for the first OMS you are installing now and also for the
additional OMS you plan to install in the future.
(i) Identify a shared location that you can use for Oracle BI Publisher.
If you do not have an existing shared location, create a new one and ensure
that it is visible on the host where you are installing the first OMS and also on
other hosts where you plan to install additional OMS instances.
At install time, for the installation to be successful, you can reserve
approximately 400 MB of hard disk space for the shared directory. However,
Oracle recommends that you scale it to at least 10 GB eventually, and ensure
that it can be extended further in the future because the space utilization
increases over a period of time as you install additional plug-ins and create
more reports.
Installing an Enterprise Manager System for a Production Site (Advanced Configuration)
Installing Oracle Enterprise Manager Cloud Control 5-55

Caution:
If you already have a shared location that you were using for the Software
Library or for staging gold images in the previous release of Enterprise
Manager, then you can choose to use the same location. However, ensure that
the directories within the shared location are unique for Oracle BI Publisher,
Software Library, and staged gold images. For example, if you already are
using the shared location /u01/software/examplehost/shrd/ where the
Software Library is configured in /u01/software/examplehost/
shrd/SW, then you can use the same location, but make sure the directory
within this shared location for Oracle BI Publisher is /u01/software/
examplehost/shrd/BIP.
(ii) On this screen, select Configure a Shared Location for Oracle BI
Publisher. Enter the following directory paths. Ensure that the user account
that you are using to install the first OMS has read and write permission on
these paths.
Note:
When you invoke the installer on Microsoft Windows, the Enterprise Manager
Shared Location Details screen does not show the Config Volume and Cluster
Volume options. This is an expected behavior.
For Config Volume, enter the path leading up to the /config directory on
the shared storage location where Oracle BI Publisher repository and
configuration files can be stored. For example, /ntwkshrd/bip/config.
For Cluster Volume, enter the path leading up to the /cluster directory on
the shared storage location where Oracle BI Publisher scheduler storage can
be maintained for Oracle BI Publisher to operate in a high-availability
environment. For example, /ntwkshrd/bip/cluster.
WARNING:
Do not delete these directories after the installation. The directories are
required for proper functioning of Oracle BI Publisher, and therefore are
required during the installation and also after the installation.
c. Enable or disable the installed and configured Oracle BI Publisher. Enabling
Oracle BI Publisher starts the software and keeps it ready for use within the
Enterprise Manager system. Disabling Oracle BI Publisher leaves the software
as it is without starting it.
To enable Oracle BI Publisher, select Enable Oracle BI Publisher.
Installing an Enterprise Manager System for a Production Site (Advanced Configuration)
5-56 Oracle Enterprise Manager Cloud Control Basic Installation Guide

Note:
If you choose to disable Oracle BI Publisher during the installation, then you
can enable it after the installation by running the following EM CTL command
from the bin directory of the Oracle home.
$<ORACLE_HOME>/bin/emctl config oms -enable_bip
The command only enables Oracle BI Publisher, but does not start it. To start
it, run the following command from the bin directory of the Oracle home.
$<ORACLE_HOME>/bin/emctl start oms -bip_only
23. Click Next.
24. Customize Ports.
On the Port Configuration Details screen, customize the ports to be used for
various components.
Note:
If all the ports on this screen appear as -1, then it indicates that the installer is
unable to bind the ports on the host. To resolve this issue, exit the installer,
verify the host name and the IP configuration of this host (ensure that the IP
address of the host is not being used by another host), restart the installer, and
try again.
You can enter a free custom port that is either within or outside the port range
recommended by Oracle.
Installing an Enterprise Manager System for a Production Site (Advanced Configuration)
Installing Oracle Enterprise Manager Cloud Control 5-57

To verify if a port is free, run the following command:
• On Unix:
netstat -an | grep <port no>
• On Microsoft Windows:
netstat -an|findstr <port_no>
However, the custom port must be greater than 1024 and lesser than 65535.
Alternatively, if you already have the ports predefined in a staticports.ini
file and if you want to use those ports, then click Import staticports.ini file and
select the file.
Note:
If the staticports.ini file is passed during installation, then by default,
the ports defined in the staticports.ini file are displayed. Otherwise, the
first available port from the recommended range is displayed.
The staticports.ini file is available in the following location:
<Software_Extracted_Location>/response
25. Click Next.
26. Review and Install.
On the Review screen, review the details you provided for the selected installation
type.
• If you want to change the details, click Back repeatedly until you reach the
screen where you want to make the changes.
• After you verify the details, if you are satisfied, click Install to begin the
installation process.
27. Track the Progress.
On the Install Progress screen, view the overall progress (in percentage) of the
installation and the status of each of the Configuration Assistants. Configuration
Assistants are run for configuring the installed components of Enterprise Manager
Cloud Control.
Installing an Enterprise Manager System for a Production Site (Advanced Configuration)
5-58 Oracle Enterprise Manager Cloud Control Basic Installation Guide

Note:
• If a configuration assistant fails, the installer stops and none of the
subsequent configuration assistants are run. Resolve the issue and retry
the configuration assistant.
For more information, see Troubleshooting Configuration Data Collection
Tools in the Oracle Enterprise Manager Cloud Control Advanced Installation
and Configuration Guide.
• If you accidently exit the installer before clicking Retry, then do NOT
restart the installer to reach the same screen; instead, invoke the
runConfig.sh script from the Oracle home to rerun the Configuration
Assistant in silent mode. For Microsoft Windows platforms, invoke
runConfig.bat script.
$<ORACLE_HOME>/oui/bin/runConfig.sh
ORACLE_HOME=<absolute_path_to_Oracle_home>
MODE=perform ACTION=configure
COMPONENT_XML={encap_oms.1_0_0_0_0.xml}
If the runConfig.sh script fails, then clean up your environment and
redo the installation.
28. Run Scripts.
Once the software binaries are copied and configured, you are prompted to run
the allroot.sh script, and the oraInstRoot.sh script if this is the first Oracle
product installation on the host. Open another window, log in as root, and
manually run the scripts.
If you are installing on Microsoft Windows operating system, then you will NOT
be prompted to run this script.
29. End the Installation.
On the Finish screen, you should see information pertaining to the installation of
Enterprise Manager. Review the information and click Close to exit the
installation wizard.
For more information about this installation, refer to the following file available in
the Oracle home:
$<ORACLE_HOME>/install/setupinfo.txt
Installing an Enterprise Manager System for a Production Site (Advanced Configuration)
Installing Oracle Enterprise Manager Cloud Control 5-59

Note:
If a Server Load Balancer (SLB) is configured in your environment, and the
upload port is locked, then configure the SLB for JVMD Engines, and then
secure the OMS.
If an SLB is configured in your environment, but the upload port is unlocked,
then decide whether you want to route the JVMD traffic through the SLB. If
you do, then configure the SLB for JVMD Engines, and then secure the OMS.
To secure the OMS, run the following command:
<ORACLE_HOME>/bin/emctl secure oms -host <SLB host>-
slb_jvmd_http_port <JVMD_SLB_HTTP_Port> -
slb_jvmd_https_port <JVMD_SLB_HTTPS_Port> -sysman_pwd
<system_password> -reg_pwd <agent_registration_password>
Note:
If the installation fails for some reason, review the log files listed in Overview of
the Installation and Configuration Log Files in the Oracle Enterprise Manager Cloud
Control Advanced Installation and Configuration Guide.
Note:
If you have run the installation wizard and let the installation wizard take
corrective actions to correct the repository settings, and if you have exited the
wizard without completing the installation process, then remember that the
repository settings might not reset to their original values because you
abruptly ended the installation. In this case, before invoking the installation
wizard again, run the EM Prerequisite Kit to manually reset the values. To do
so, see Overview of the EM Prerequisite Kit
5.5.1 Advanced Installer Options Supported for Installing an Enterprise Manager
System for a Production Site (Advanced Installation)
The following are some additional, advanced options you can pass while invoking the
Enterprise Manager Cloud Control installer:
• By default, GCDomain is the default name used for creating the WebLogic
Domain. Custom WebLogic Domain name, is not supported.
• By default, a Provisioning Advisor Framework (PAF) staging directory is created
for copying the Software Library entities related to the deployment procedures.
By default, this location is the scratch path location (/tmp). The location is used
only for provisioning activities—entities are copied for a deployment procedure,
and then, deleted once the deployment procedure ends.
If you want to override this location with a custom location, then invoke the
installer with the -J-Djava.io.tmpdir option, and enter a unique custom
location.
For example,
Installing an Enterprise Manager System for a Production Site (Advanced Configuration)
5-60 Oracle Enterprise Manager Cloud Control Basic Installation Guide

./em13200_linux64.bin -J-Djava.io.tmpdir=/u00/install/em/
STAGE/
• During installation, if you want to install some plug-ins that are not in the
software kit (DVD, downloaded software), then do the following:
1. Manually download the required plug-ins from the following location:
http://www.oracle.com/technetwork/oem/enterprise-manager/
downloads/oem-plugins-3237574.html
In addition, if you want to download any partner or customer plug-ins, then
download from the following location:
https://apex.oracle.com/pls/apex/f?p=53891:1
2. Invoke the installer with the following option and pass the location where the
additional plug-ins have been downloaded:
On UNIX platforms:
./em13200_<platform>.bin
PLUGIN_LOCATION=<absolute_path_to_plugin_software_locatio
n>
On Microsoft Windows platforms:
setup_em13200_win64.exe
PLUGIN_LOCATION=<absolute_path_to_plugin_software_locatio
n>
This displays a list of plug-ins available in the software kit (DVD,
downloaded software) as well as the plug-ins available in this custom
location. You can choose the ones you want to install.
• After the installation ends successfully, the OMS and the Management Agent start
automatically. If you do not want them to start automatically, then invoke the
installer with START_OMS and START_AGENT options, and set them to true or
false depending on what you want to control.
For example, if you do not want the Management Agent to start automatically,
then run the following command:
./em13200_<platform>.bin START_OMS=true START_AGENT=false
To understand the limitations involved with this advanced option, see Limitations
with the Advanced Options Supported for Installing an Enterprise Manager
System for a Production Site (Advanced Installation).
5.5.2 Limitations with the Advanced Options Supported for Installing an Enterprise
Manager System for a Production Site (Advanced Installation)
When you use START_OMS and START_AGENT as advanced options to control the way
the OMS and the Management Agent start up automatically, sometimes the
Management Agent and the host on which it was installed do not appear as targets in
the Cloud Control console.
Table 5-6 lists the different combinations of these advanced options, and describes the
workaround to be followed for each combination:
Installing an Enterprise Manager System for a Production Site (Advanced Configuration)
Installing Oracle Enterprise Manager Cloud Control 5-61

Table 5-6 Advanced Options and Workarounds
Advanced Option Workaround
START_OMS=false
START_AGENT=false 1. Start the OMS:
$<ORACLE_HOME>/bin/emctl start oms
2. Secure the Management Agent:
$<AGENT_HOME>/bin/emctl secure agent
3. Start the Management Agent:
$<AGENT_HOME>/bin/emctl start agent
4. Add the targets:
$<AGENT_HOME>/bin/emctl config agent
addinternaltargets
5. Upload the targets:
$<AGENT_HOME>/bin/emctl upload agent
START_OMS=true
START_AGENT=false
Start the Management Agent:
$<AGENT_HOME>/bin/emctl start agent
START_OMS=false
START_AGENT=true 1. Start the OMS:
$<ORACLE_HOME>/bin/emctl start oms
2. Secure the Management Agent:
$<AGENT_HOME>/bin/emctl secure agent
3. Add the targets:
$<AGENT_HOME>/bin/emctl config agent
addinternaltargets
4. Upload the targets:
$<AGENT_HOME>/bin/emctl upload agent
5.5.3 Automatically Setting Database Parameters and Converting the Management
Repository to Support a Deployment Size (Large, Medium, or Small)
If the database you are connecting to is a database instance created with a
preconfigured Management Repository using the database templates offered by
Oracle (as described in Creating a Database Instance with Preconfigured Repository
Using Database Templates), then you should make sure the deployment size you
select on the Database Connection Details screen of the installer matches with the
deployment size you selected in the Oracle Database Configuration Assistant (DBCA)
while creating the database instance.
If you want to select a deployment size different from the deployment size you had
selected while creating the database instance using DBCA, then you must first fix the
parameters in the database, then return to the Database Connection Details screen of
the installer to continue with the installation.
To automatically set the parameters using the Oracle-supplied SQL scripts, follow
these steps:
Installing an Enterprise Manager System for a Production Site (Advanced Configuration)
5-62 Oracle Enterprise Manager Cloud Control Basic Installation Guide

1. Log in to SQL Plus as SYSMAN.
2. Depending on the deployment size for which you want to install Enterprise
Manager, run one of the following scripts. To download these scripts, follow Step
(2) and Step (3) outlined in Creating a Database Instance with Preconfigured
Repository Using Database Templates.
Deployment Size Scripts
Small <DB_HOME>/assistance/dbca/templates/
set_repo_param_12.1.0.2.0_Database_SQL_for_EM13_2
_0_0_0_Small_deployment.sql
Medium <DB_HOME>/assistance/dbca/templates/
set_repo_param_12.1.0.2.0_Database_SQL_for_EM13_2
_0_0_0_Medium_deployment.sql
Large <DB_HOME>/assistance/dbca/templates/
set_repo_param_12.1.0.2.0_Database_SQL_for_EM13_2
_0_0_0_Large_deployment.sql
3. Restart the database.
Note:
For information on deployment sizes, the prerequisite checks that are run, the
database parameters that are set, and how you can modify the deployment
size after installation, see What is a Deployment Size for Enterprise Manager Cloud
Control in an Advanced Configuration? in the Oracle Enterprise Manager Cloud
Control Advanced Installation and Configuration Guide.
5.6 Enabling Hybrid Cloud Management
Enterprise Manager Cloud Control provides you with a single pane of glass for
monitoring and managing both your on-premise and Oracle Cloud deployments, all
from the same management console. By deploying Hybrid Cloud Agents onto the
Oracle Cloud virtual hosts serving your Oracle Cloud services, you are able to manage
Oracle Cloud targets just as you would any other.
For more information on Hybrid Cloud Management and for instructions to enable the
feature, see Enabling Hybrid Cloud Management in the Oracle Enterprise Manager Cloud
Control Administrator's Guide.
5.7 Performing Postinstallation Tasks After Installing an Enterprise
Manager System
After you install an Enterprise Manager system, perform the following postinstallation
tasks:
1. (Only for UNIX Operating Systems) If you did not run the allroot.sh script when
the installer prompted you to do so, then run it manually now:
• If this is the first Oracle product you just installed on the host, then run the
oraInstroot.sh script from the inventory location specified in the
oraInst.loc file that is available in the Management Agent home.
Enabling Hybrid Cloud Management
Installing Oracle Enterprise Manager Cloud Control 5-63

For example, if the inventory location specified in the oraInst.loc file is
$HOME/oraInventory, then run the following command:
$HOME/oraInventory/oraInstRoot.sh
Note:
If you are not a root user, then use SUDO to change to a root user. For example,
run the following command:
/usr/local/bin/sudo $HOME/oraInventory/oraInstRoot.sh
• Run the allroot.sh script from the Oracle home:
$<ORACLE_HOME>/allroot.sh
Note:
If you are not a root user, then use SUDO to change to a root user. For example,
run the following command:
/usr/local/bin/sudo $<ORACLE_HOME>/allroot.sh
2. Verify the installation:
a. Navigate to the Oracle home and run the following command to see a message
that confirms that OMS is up and running.
$<ORACLE_HOME>/bin/emctl status oms
For example,
/u01/software/em13c/oraclehome/bin/emctl status oms
b. Navigate to the Management Agent home and run the following command to
see a message that confirms that the Management Agent is up and running.
$<AGENT_HOME>/bin/emctl status agent
For example,
/u01/software/em13c/agentbasedir/agent_13.2.0.0.0/bin/
emctl status agent
c. Navigate to the Management Agent home and run the following command to
see a message that confirms that EMD upload completed successfully.
$<AGENT_HOME>/bin/emctl upload agent
For example,
/u01/software/em13c/agentbasedir/agent_13.2.0.0.0/bin/
emctl upload agent
Performing Postinstallation Tasks After Installing an Enterprise Manager System
5-64 Oracle Enterprise Manager Cloud Control Basic Installation Guide

Note:
By default, you can access Enterprise Manager Cloud Control only using the
HTTPS protocol. If you want to use the HTTP protocol, then unlock it by
running the following command from the Oracle home of the OMS:
emctl secure unlock -console
3. Verify if all the plug-ins were installed successfully. To do so, access the following
log file from the Management Agent home, and make sure the sentence
WARN:Plugin configuration has failed is not present in the file. If the sentence is not
present, it is an indication that all plug-ins were installed successfully.
$<AGENT_INSTANCE_HOME>/install/logs/
agentplugindeploy_<timestamp>.log
For example,
/u01/software/em13c/agentbasedir/agent_13.2.0.0.0/
cfgtoollogs/cfgfw/CfmLogger-<timestamp>.log
If you find the sentence, then it is an indication that the plug-in installed failed for
some plug-ins. In this case, resolve the issue by running the
AgentPluginDeploy.pl script from the Management Agent home.
$<AGENT_HOME>/perl/bin/perl <AGENT_HOME>/bin/
AgentPluginDeploy.pl -oracleHome <AGENT_HOME> -agentDir
<AGENT_BASE_DIR> -pluginIdsInfoFile <AGENT_BASE_DIR>/
plugins.txt -action configure -emStateDir
<AGENT_INSTANCE_HOME>
For example,
/u01/software/em13c/agentbasedir/agent_13.2.0.0.0/perl/bin/
perl /u01/software/em13c/agentbasedir/agent_13.2.0.0.0/bin/
AgentPluginDeploy.pl -oracleHome /u01/software/em13c/
agentbasedir/agent_13.2.0.0.0/ -agentDir /u01/software/em13c/
agentbasedir -pluginIdsInfoFile /u01/software/em13c/
agentbasedir/plugins.txt -action configure -emStateDir /u01/
agent/agent_inst
4. (Optional) If the repository prerequisites had failed, and if you had manually run
the EM Prerequisite Kit and taken corrective actions to meet the repository
requirements, then run the kit again to reset the repository settings to what it had
originally. To do so, run the EM Prerequisite Kit from the Oracle home of the OMS
host (that is, the middleware home).
<ORACLE_HOME>/install/requisites/bin/emprereqkit
executionType=install
prerequisiteXMLRootDir=<prereq_xmlrootdir_location>
connectString="<connect_string>" dbUser=SYS dbPassword=password
reposUser=sysman dbRole=sysdba runPrerequisites=true
runPostCorrectiveActions=true
Performing Postinstallation Tasks After Installing an Enterprise Manager System
Installing Oracle Enterprise Manager Cloud Control 5-65

Note:
If you had run the installation wizard and let the installation wizard take
corrective actions to correct the repository settings, and if you had exited the
wizard without completing the installation process, then remember that the
repository settings might not reset to their original values because you
abruptly ended the installation. In this case, before invoking the installation
wizard again, run the aforementioned command to manually reset the values.
5. By default, the following targets get automatically discovered and monitored in the
Enterprise Manager Cloud Control Console:
• Oracle WebLogic Domain (for example, GCDomain)
• Oracle WebLogic AdminServer
• Oracle WebLogic Server
• Oracle Web Tier
• Application deployments, one for the Enterprise Manager Cloud Control
console and one for the platform background services.
• Oracle Management Service
• Oracle Management Repository
• Oracle Management Agent
• The host on which you installed Enterprise Manager Cloud Control
However, the other targets running on that host and other hosts do not get
automatically discovered and monitored. To monitor the other targets, you need to
add them to Enterprise Manager Cloud Control either using the Auto Discovery
Results page, the Add Targets Manually page, or the discovery wizards offered for
the targets you want to monitor.
For information about discovering targets in Enterprise Manager Cloud Control,
see Discovering and Adding Host and Non-Host Targets in the Oracle Enterprise
Manager Cloud Control Administrator's Guide.
6. If you installed on an NFS-mounted drive and created the OMS instance base
directory (gc_inst) on that NFS-mounted drive, then move the lock files from
the NFS-mounted drive to a local file system location. To do so, modify the lock
files location in the httpd.conf file to map to a location on a local file system.
a. Stop the OMS:
<ORACLE_HOME>/bin/emctl stop oms
b. Open the following file in the staging directory:
Note:
Oracle recommends you to take a backup of this file before editing it.
Performing Postinstallation Tasks After Installing an Enterprise Manager System
5-66 Oracle Enterprise Manager Cloud Control Basic Installation Guide

<WEBTIER_INSTANCE_HOME>/user_projects/domains/GCDomain/
config/fmwconfig/components/OHS/ohs<#>/httpd.conf
For example,
/u01/software/em13c/gc_inst/user_projects/domains/GCDomain/
config/fmwconfig/components/OHS/ohs1/httpd.conf
c. Search for sections related to the modules mpm_prefork_module and
mpm_worker_module. In both these sections, modify the value for the
LockFile parameter so that the path leads to a location on the local file system.
If the directory does not already exist, then create it first, and then provide the
path to that directory.
<IfModule mpm_prefork_module>
StartServers 5
MinSpareServers 5
MaxSpareServers 10
MaxClients 150
MaxRequestsPerChild 0
AcceptMutex fcntl
LockFile /u01/em/ohs_locks/http_lock
</IfModule>
....
<IfModule mpm_worker_module>
StartServers 2
MaxClients 150
MinSpareThreads 25
MaxSpareThreads 75
ThreadsPerChild 25
MaxRequestsPerChild 0
AcceptMutex fcntl
LockFile /u01/em/ohs_locks/http_lock
</IfModule>b
d. Save the changes.
e. Copy the httpd.conf file from the staging directory to the runtime directory:
cp <WEBTIER_INSTANCE_HOME>/user_projects/domains/GCDomain/
config/fmwconfig/components/OHS/ohs<#>/httpd.conf
<WEBTIER_INSTANCE_HOME>/user_projects/domains/GCDomain/
config/fmwconfig/components/OHS/instances/ohs<#>/httpd.conf
For example,
cp /u01/software/em13c/gc_inst/user_projects/domains/
GCDomain/config/fmwconfig/components/OHS/ohs1/
httpd.conf /u01/software/em13c/gc_inst/user_projects/
domains/GCDomain/config/fmwconfig/components/OHS/instances/
ohs1/httpd.conf
f. Start the OMS:
<ORACLE_HOME>/bin/emctl start oms
7. Configure your proxy as described in Configuring Proxies for OMS and Management
Agent Communication in the Oracle Enterprise Manager Cloud Control Advanced
Installation and Configuration Guide.
Performing Postinstallation Tasks After Installing an Enterprise Manager System
Installing Oracle Enterprise Manager Cloud Control 5-67

8. (Optional) If you want to change the SYSMAN password, then shut down the OMS,
run the following command from the Oracle home of the OMS, and then start the
OMS. You will be prompted to enter the old and the new password.
<ORACLE_HOME>/bin/emctl config oms -change_repos_pwd
Note:
This command concurrently changes the passwords in both the OMS
configuration and the database for these affected user accounts. Therefore, it is
sufficient to run this command just once.
After running the command, do not connect to SQL Plus and update the new
password for the SYSMAN user. The command updates the SYSMAN
password in the Management Repository for you.
9. An encryption key is generated to encrypt sensitive data in the Management
Repository. If this key is lost, all encrypted data in the Management Repository
become unusable. Therefore, back up the Management Service configuration
including the emkey, and maintain the backup on another host.
To back up the Management Service configuration including the emkey, run the
following command:
<ORACLE_HOME>/bin/emctl exportconfig oms -dir
<path_to_backup_location>
10. Before accessing the Enterprise Manager Cloud Control Console in a browser,
install a security certificate from a trusted certification authority on the browser.
This it to ensure that the Enterprise Manager Cloud Control Console that you are
accessing over HTTPS protocol is recognized as a genuine and secure Web site.
For instructions to install a security certificate on your browser and avoid security
certificate alerts, see EMCTL Secure Commands in the Oracle Enterprise Manager
Cloud Control Administrator's Guide.
11. (Optional) If you had not configured a shared storage location for Oracle BI
Publisher while installing the OMS, then configure it now.
a. Create a shared directory on any server, and ensure that it is mounted and
made visible on the host where you installed the OMS and also made visible on
other hosts where you plan to install additional OMS instances.
Ensure that you reserve approximately 400 MB of hard disk space for the shared
directory. However, Oracle recommends that you scale it to at least 10 GB
eventually, and ensure that it can be extended further in the future because the
space utilization increases over a period of time as you install additional plug-
ins and create more reports.
b. Configure the shared storage location by running the following command.
Provide the path to the shared storage location you just created. Ensure that the
shared location you provide is owned by the user account that was used for
installing the first OMS. Also ensure that the user account has read and write
permission to the shared location. You will be prompted for administrator user
account password and SYSMAN account password.
Performing Postinstallation Tasks After Installing an Enterprise Manager System
5-68 Oracle Enterprise Manager Cloud Control Basic Installation Guide

emctl config oms -bip_shared_storage -cluster_volume
<shared_location> -config_volume <shared_location>
For example,
emctl config oms -bip_shared_storage -cluster_volume /
scratch/aime/examplehost/BIP/cluster -config_volume /
scratch/aime/examplehost/BIP/config
c. (Optional) If you had not enabled Oracle BI Publisher while installing the OMS,
then enable it now. To do so, run the following command from the bin
directory of the Oracle home:
$<ORACLE_HOME>/bin/emctl config oms -enable_bip
For example,
/u01/software/em13c/oraclehome/bin/emctl config oms -
enable_bip
The preceding command only enables Oracle BI Publisher, but does not start it.
To start it, run the following command from the bin directory of the Oracle
home.
$<ORACLE_HOME>/bin/emctl start oms -bip_only
For example,
/u01/software/em13c/oraclehome/bin/emctl start oms -
bip_only
Performing Postinstallation Tasks After Installing an Enterprise Manager System
Installing Oracle Enterprise Manager Cloud Control 5-69

Performing Postinstallation Tasks After Installing an Enterprise Manager System
5-70 Cloud Control Basic Installation Guide

6
Installing Oracle Management Agents
Oracle Management Agent (Management Agent) is one of the core components of
Enterprise Manager Cloud Control that enables you to convert an unmanaged host to
a managed host in the Enterprise Manager system. The Management Agent works in
conjunction with the plug-ins to monitor the targets running on that managed host.
This chapter describes how you can install Management Agent on unmanaged hosts
and convert them to managed hosts. In particular, this chapter covers the following:
•Overview of Installing Management Agents Using Agent Gold Images
•Installing Management Agents Using Agent Gold Images
•Troubleshooting Management Agents
Note:
The Management Agent software for the platform on which the OMS is
deployed, is available by default on the OMS host. For example, if the
platform on which the OMS is deployed is Linux x86-64, then the
Management Agent software for the Linux x86-64 platform is available by
default on the OMS host. You need not manually download the Management
Agent software for that platform. However, if you plan to install a
Management Agent on a platform that is different from the platform on which
the OMS is deployed, then you must manually download the Management
Agent software for the intended platform using Self Update. For instructions,
see Meeting the Management Agent Software Prerequisites for Installing
Standalone Management Agents Using Add Host Targets Wizard or EM CLI.
Note:
13.1 Management Agents are not supported to be installed against fresh 13.2
Oracle Management Service (OMS).
6.1 Overview of Installing Management Agents Using Agent Gold Images
At any point in time, if you want to monitor a target running on a host, you must first
convert that unmanaged host to a managed host by installing a Management Agent,
and then you must discover and promote the targets running on that managed host so
that they are added to the Enterprise Manager Cloud Control Console.
Oracle recommends that you install Management Agents using Agent Gold Images. This
section introduces you to Agent Gold Images and familiarizes you with important
concepts that you must know before you begin installing Management Agents. In
particular, this section covers the following:
Installing Oracle Management Agents 6-1

•Overview of Agent Gold Images
•Components of an Agent Gold Image Version
•Advantages of Provisioning, Upgrading, and Updating Management Agents
Using a Gold Image Version
6.1.1 Overview of Agent Gold Images
You can install Oracle Management Agents using Agent Gold Images. An Agent Gold
Image represents the ideal state of a Management Agent in a data center managed by
Enterprise Manager, having a customized configuration of the desired versions of the
Management Agent software, the desired versions of the monitoring plug-ins, and the
desired patches.
An Agent Gold Image version is created by an Enterprise Manager user, using a live
reference Management Agent that is thoroughly tested and tuned. An Agent Gold
Image version can be used to provision new Management Agents or update existing
Management Agents on a large number of hosts.
Note:
You cannot install, update, or upgrade a Shared Agent (NFS Agent) using an
Agent Gold Image. For information about Shared Agents, see Overview of
Installing Shared Agents in the Oracle Enterprise Manager Cloud Control Advanced
Installation and Configuration Guide.
In addition, you cannot use an unsecure Management Agent to create an
Agent Gold Image version. Therefore, always use only a secure Management
Agent as the source for creating an Agent Gold Image version.
6.1.2 Components of an Agent Gold Image Version
An Agent Gold Image version consists of the following software components that are
stored in Oracle Software Library (Software Library):
• Management Agent software
• Oracle Home monitoring plug-in
• Discovery plug-ins
• Monitoring plug-ins
• Management Agent and plug-in patches
• Configuration information
• Deploy scripts for performing the install or update
6.1.3 Advantages of Provisioning, Upgrading, and Updating Management Agents Using
a Gold Image Version
The following are the advantages of provisioning, upgrading, and updating
Management Agents using a gold image version:
Overview of Installing Management Agents Using Agent Gold Images
6-2 Oracle Enterprise Manager Cloud Control Basic Installation Guide

• Since an Agent Gold Image version consists of the desired Management Agent
software, plug-ins, and patches, provisioning and updating Management Agents
using a gold image version is a single point solution to managing the
Management Agent lifecycle of a data center, that is, a user need not upgrade
Management Agents using the Agent Upgrade Console, apply patches using
patch plans, manage plug-ins using the plug-in lifecycle application, and so on.
• Using an Agent Gold Image version, you can provision a large number of
Management Agents, all of which have the same versions of Management Agent
software, plug-ins, and patches, and also have the same set of configuration
properties.
• Using an Agent Gold Image version to provision, upgrade, and update
Management Agents is a highly scalable approach.
• Management Agents that are provisioned or updated using a gold image version
are stable, well tested, and have a standardized configuration.
• Management Agents that are provisioned or updated using a gold image version
can be tracked easily, based on a recommended configuration.
6.2 Installing Management Agents Using Agent Gold Images
At any point in time, if you want to monitor a target running on a host, you must first
convert that unmanaged host to a managed host by installing a Management Agent.
This section describes how you can install Management Agents using Agent Gold
Images. In particular, this section covers the following:
•Getting Started with Installing Management Agents Using an Agent Gold Image
Version
•Installing a Standalone Oracle Management Agent Using Add Host Targets
Wizard or EM CLI
•Creating an Agent Gold Image
•Creating an Agent Gold Image Version
•Setting a Particular Agent Gold Image Version as the Current Version
•Installing Management Agents Using an Agent Gold Image
6.2.1 Getting Started with Installing Management Agents Using an Agent Gold Image
Version
To get started with installing Management Agents using Agent Gold Images, follow
these steps:
1. Ensure that you have a standalone Oracle Management Agent 13c Release 2
installed in your environment.
If you do not have a standalone Oracle Management Agent 13c Release 2 installed,
then install one now. See Installing a Standalone Oracle Management Agent Using
Add Host Targets Wizard or EM CLI. If you have a Management Agent of any
earlier release, then upgrade it to 13c Release 1. See Upgrading Oracle Management
Agents in the Oracle Enterprise Manager Cloud Control Upgrade Guide.
Installing Management Agents Using Agent Gold Images
Installing Oracle Management Agents 6-3

Note:
An Agent Gold Image can be created only using a standalone Management
Agent of 13c release, and not using a central agent of 13c release or a
standalone Management Agent of any other release. A central agent is a
Management Agent that is deployed by default with the first OMS on the
OMS host; you cannot use this central agent to create an Agent Gold Image.
2. Create an Agent Gold Image. See Creating an Agent Gold Image.
3. Create an Agent Gold Image version. See Creating an Agent Gold Image Version.
4. Set a particular Agent Gold Image version as the current version that can be used
for deployment. See Setting a Particular Agent Gold Image Version as the Current
Version.
5. Install the standalone Management Agent on the destination host using the Agent
Gold Image. See Installing Management Agents Using an Agent Gold Image.
Note:
You cannot install, update, or upgrade a Shared Agent (NFS Agent) using an
Agent Gold Image. For information about Shared Agents, see Overview of
Installing Shared Agents in the Oracle Enterprise Manager Cloud Control Advanced
Installation and Configuration Guide.
In addition, you cannot use an unsecure Management Agent to create an
Agent Gold Image version. Therefore, always use only a secure Management
Agent as the source for creating an Agent Gold Image version.
6.2.2 Installing a Standalone Oracle Management Agent Using Add Host Targets Wizard
or EM CLI
An Agent Gold Image can be created only using a standalone Management Agent of
13c release, and not using a central agent of 13c release or a standalone Management
Agent of any other release. This section describes how you can install such a
standalone Management Agent of 13c release. In particular, this section covers the
following:
•Overview of Installing Standalone Management Agents Using Add Host Targets
Wizard or EM CLI
•Before You Begin Installing Standalone Management Agents Using Add Host
Targets Wizard or EM CLI
•Meeting the Generic Prerequisites for Installing Standalone Management Agents
Using Add Host Targets Wizard or EM CLI
•Meeting the Management Agent Software Prerequisites for Installing Standalone
Management Agents Using Add Host Targets Wizard or EM CLI
•Installing Standalone Management Agents Using Add Host Targets Wizard or EM
CLI
•After Installing Standalone Management Agents Using Add Host Targets Wizard
or EM CLI
Installing Management Agents Using Agent Gold Images
6-4 Oracle Enterprise Manager Cloud Control Basic Installation Guide

6.2.2.1 Overview of Installing Standalone Management Agents Using Add Host
Targets Wizard or EM CLI
To install a standalone Management Agent, use the Add Host Targets Wizard that is
accessible from within the Enterprise Manager Cloud Control console, or use EM CLI.
The Add Host Targets Wizard is an application that offers GUI-rich, interactive
screens. Oracle recommends that you use this wizard, or EM CLI, for the mass-
deployment of Management Agents. For more information about the Add Host
Targets Wizard, see What Is an Add Host Target Wizard? in the Oracle Enterprise Manager
Cloud Control Advanced Installation and Configuration Guide.
Note:
This section only describes how you can deploy a fresh Management Agent
using the Add Host Targets Wizard. For information on cloning an existing
instance and deploying a Management Agent using a shared instance, see
Installing Oracle Management Agent in the Oracle Enterprise Manager Cloud
Control Advanced Installation and Configuration Guide.
When you install a standalone Management Agent on a host, you will see the
following default contents in the agent base directory:
<agent_base_directory>
|_____agent_13.2.0.0.0
|_____sbin
|_____OPatch
|_____agent.rsp
|_____bin
|_____cfgtoollogs
|_____config
|_____install
|_____instalclient
|_____.
|_____.
|_____agent_inst
|_____.
|_____agentInstall.rsp
|_____agentimage.properties
Note:
You can repoint your existing Management Agents to a new Oracle
Management Service (OMS). For information on how to do this, see Redirecting
Oracle Management Agent to Another Oracle Management Service in the Oracle
Enterprise Manager Cloud Control Advanced Installation and Configuration Guide.
When you repoint your existing Management Agents to a new OMS, you
cannot move the targets monitored by the Management Agents, the target
history, and the Management Agent history. The monitored targets and the
history data is lost.
Installing Management Agents Using Agent Gold Images
Installing Oracle Management Agents 6-5

6.2.2.2 Before You Begin Installing Standalone Management Agents Using Add Host
Targets Wizard or EM CLI
Before you begin installing a Management Agent using the Add Host Targets Wizard,
or EM CLI, keep these points in mind:
• The Add Host Targets Wizard and EM CLI convert an unmanaged host to a
managed host in the Enterprise Manager system by installing a Management
Agent.
• Oracle recommends you to use the Add Host Targets Wizard or EM CLI to mass-
deploy Management Agents in your environment.
• To install a Management Agent on a host, you must download and apply the
required version of the Management Agent software for the host platform, using
Self Update. Only the Management Agent software for the OMS host platform is
downloaded and applied by default.
To access Self Update, from the Setup menu, select Extensibility, then select Self
Update.
For information on how to download and apply the Management Agent software
for a platform, see Meeting the Management Agent Software Prerequisites for
Installing Standalone Management Agents Using Add Host Targets Wizard or EM
CLI.
• Oracle Management Agent 13c communicates only with Oracle Management
Service 13c and not with any earlier release of Enterprise Manager.
When you use the Add Host Targets Wizard, or EM CLI, you can install only the
latest Management Agent version on a platform, for which the Management
Agent software is downloaded and applied. For example, if the 13c Management
Agent software for a particular platform is downloaded and applied, then you can
install only a 13c Management Agent on that platform, and not a 12c Management
Agent.
For information about the compatibility between 12c and 13c releases of
Management Agents and the OMS, see Table 5-2.
• If you have multiple hosts, sharing a common mounted drive, then install the
Management Agents in two different phases:
1. In the Add Host Targets Wizard, select the deployment type Fresh Agent
Install, and install a Management Agent on the host where the drive is
shared. Alternatively, you can select the deployment type Clone Existing
Agent, and clone the Management Agent to the host where the drive is
shared.
For more information on cloning a Management Agent, see Cloning Oracle
Management Agents in the Oracle Enterprise Manager Cloud Control Advanced
Installation and Configuration Guide.
2. In the Add Host Targets Wizard, select the deployment type Add Host to
Shared Agent, and install a Management Agent on all other hosts that access
the shared, mounted drive. (Here, you will select the Management Agent you
installed in the previous step as the master agent or shared agent.)
Installing Management Agents Using Agent Gold Images
6-6 Oracle Enterprise Manager Cloud Control Basic Installation Guide

For more information on shared agents, see Installing Shared Agents in the
Oracle Enterprise Manager Cloud Control Advanced Installation and Configuration
Guide.
• If you have an Oracle RAC Cluster with multiple nodes, then you must install a
Management Agent on each of the nodes separately. In other words, in the Add
Host Targets Wizard, you must add each node explicitly as a destination host.
• In Enterprise Manager Cloud Control 13c, you can save the Management Agent
one-off patches that you want to apply on a particular version of the Management
Agent software, such that these patches are automatically applied on the software
whenever a new Management Agent of the same version is deployed, or an old
Management Agent is upgraded to that version.
For information on how to do this, see Applying Patches to Oracle Management
Agents While Deploying or Upgrading Them in the Oracle Enterprise Manager Cloud
Control Advanced Installation and Configuration Guide.
Also, you can apply one-off patches on a plug-in and create a custom patched
plug-in, such that this custom patched plug-in is deployed on all the new
Management Agents that you deploy, and all the old Management Agents that
you upgrade.
For information on how to do this, see Managing Plug-Ins in the Oracle Enterprise
Manager Cloud Control Administrator's Guide.
• The Add Host Targets Wizard supports the permissive and enforcing
options for Security-Enhanced Linux (SELinux).
• The Add Host Targets Wizard uses SSH to establish connectivity between Oracle
Management Service (OMS) and the remote hosts where you want to install the
Management Agents.
• Only SSH1 (SSH version 1) and SSH2 (SSH version 2) protocols offered by
OpenSSH are supported for deploying a Management Agent.
• The Add Host Targets Wizard supports Named Credentials that enable you to use
a set of credentials registered with a particular name specifically for this
operation, by your administrator. This ensures an additional layer of security for
your passwords because as an operator, you can only select the named credential,
which is saved and stored by an administrator, and not know the actual user
name and password associated with it.
In case the named credential you select does not have the privileges to perform
the installation, then you can set the named credential to run as another user
(locked user account). In this case, the wizard logs in to the hosts using the named
credential you select, but performs the installation using the locked user account
you set.
For example, you can create a named credential titled User_A (the user account
that has remote login access), and set it to run as User_X (the Management Agent
install user account for which no direct login is set) that has the required
privileges. In this case, the wizard logs in to the hosts as User_A, but installs as
User_X, using the privilege delegation setting (sudo or PowerBroker) specified in
the named credential.
The sudo, pbrun, sesu, and su privilege delegation tools are supported in Cloud
Control.
Installing Management Agents Using Agent Gold Images
Installing Oracle Management Agents 6-7

• Named credentials support SSH public key authentication and password based
authentication. So you can use an existing SSH public key authentication without
exposing your passwords.
Note: If the target host runs on Microsoft Windows, SSH Credentials are not
supported. You must use Host Preferred Credentials using password based
authentication. To set SSH credentials as preferred credential, see Setting Up
Host Preferred Credentials Using SSH Key Credentials in the Oracle®
Enterprise Manager Cloud Control Security Guide.
To set up SSH public key authentication for a named credential, follow these
steps:
Note:
– If you have already set up SSH public key authentication for a named
credential and the SSH keys are already created, then upload the SSH
keys to Enterprise Manager, as mentioned in Step (4) of the following
procedure.
– Enterprise Manager Cloud Control does not support the format of the
SSH key that is generated using the Tectia SSH client. However, if you are
generating the SSH key using the Tectia SSH client, then as a prerequisite,
convert the format of that key to OpenSSH format. To do so, run the
following command.
ssh-keygen --import-private-key
<input_private_key_filename> <output_filename> --key-
format openssh2
After converting the format, use the content of the output_filename and
upload it as a private key while registering it as a Named Credential in
Enterprise Manager.
1. Navigate to the following location in the Oracle home:
$<ORACLE_HOME>/oui/prov/resources/scripts
For example,
/u01/software/em13c/oraclehome/oui/prov/resources/scripts
2. If the OMS host runs on Oracle Solaris, edit the sshUserSetup.sh script to
change the following:
"SunOS") SSH="/usr/local/bin/ssh" SSH_KEYGEN="/usr/
local/bin/ssh-keygen"
to
"SunOS") SSH="/usr/bin/ssh" SSH_KEYGEN="/usr/bin/ssh-
keygen"
3. If the OMS host runs on any Unix based operating system, run the
sshUserSetup.sh script on the OMS host as the OMS install user, and pass
the Management Agent install user name and the fully qualified name of the
target hosts:
Installing Management Agents Using Agent Gold Images
6-8 Oracle Enterprise Manager Cloud Control Basic Installation Guide

sshUserSetup.sh -setup -user <agent_install_user_name> -
hosts "<target_hosts>"
For example, sshUserSetup.sh -setup -user oracle -hosts
"abc1.example.com abc2.example.com abc3.example.com".
Ensure that you use a space to separate the target host names.
The following SSH keys are created:
$HOME/.ssh/id_rsa
$HOME/.ssh/id_rsa_pub
Here, $HOME refers to the home directory of the OMS install user.
If the OMS host runs on Microsoft Windows, install Cygwin on the OMS host
(described in Installing Cygwin and Starting the SSH Daemon), then run the
sshUserSetupNT.sh script on the OMS host as the OMS user, and pass the
Management Agent install user name and the fully qualified name of the
target hosts:
sshUserSetupNT.sh -setup -user <agent_install_user_name>
-hosts <target_hosts>
4. Upload the SSH keys to Enterprise Manager.
From the Setup menu, select Security, then select Named Credentials. Click
Create. For Credential Name, specify the name of the credential, for
Credential Type, select SSH Key Credentials, and for Scope, select Global. If
you do not select the Global option, you cannot use the SSH named
credential to install Management Agents using the Add Host Targets Wizard.
To upload one of the private SSH keys created in Step 3, in the Credential
Properties section, specify the location of the private SSH key as a value for
the Upload Private Key field. Click Save.
To upload one of the public SSH keys created in Step 3, in the Credential
Properties section, specify the location of the public SSH key as a value for the
Upload Public Key field. Click Save.
Figure 6-1 describes how to upload SSH keys to Enterprise Manager.
Figure 6-1 Uploading SSH Keys to Enterprise Manager
Installing Management Agents Using Agent Gold Images
Installing Oracle Management Agents 6-9

If you have already set up SSH public key authentication for a named credential,
you can use the named credential while installing Management Agents using the
Add Host Targets Wizard.
• You can mass deploy Management Agents on a number of hosts in a rolling
manner, using the Add Host Targets Wizard or EM CLI. In this method, the
deployment proceeds continuously from one deployment phase to another, after
ignoring the failed hosts in each deployment phase. The deployment process does
not stop when a host fails a deployment phase.
To deploy Management Agents in a rolling manner, ensure that you set the
oracle.sysman.prov.agentpush.continueIgnoringFailedHost
property to true in the $<ORACLE_HOME>/sysman/prov/agentpush/
agentpush.properties file, then use the Add Host Targets Wizard, or EM CLI
to deploy the Management Agents.
• By default, the Add Host Targets Wizard configures only the following types of
plug-ins:
– All discovery plug-ins that were configured with the OMS from where the
Management Agent software is being deployed.
– Oracle Home discovery plug-in
– Oracle Home monitoring plug-in
• You must have read privileges on the Oracle WebLogic Server's alert log
directories for the Support Workbench (Incident) metrics to work properly. You
must also ensure that the Management Agent that is monitoring this Oracle
WebLogic Server target is running on the same host as the Oracle WebLogic
Server.
• If you have a common mount point in your organization, then ensure that it is
generic and ensure that you install the Management Agent in this generic mount
point. This guideline helps when you upgrade your Management Agents to
higher releases in the future within the same mount point, and not acquire new
mount points each time.
For example, have a mount point such as /oracle/product/agent and install
the Management Agent in there so that it appears as /oracle/product/
agent/agent13c.Do not install the Management Agent directly in the mount
point because it breaks the upgrade path and causes problems with cleanup
operations.
• Upgrading a lower release of Solaris by applying a kernel patch or a patch bundle
is not equivalent to installing the actual Solaris 5.10 Update 10+ . Oracle
Management Agent 13c was built, tested, and certified on a minimum update
version of Solaris 5.10 Update 10+, so Oracle recommends that you install Oracle
Management Agent only on Solaris 5.10 Update 10+, and not on any release that
was upgraded using patches.
Installing Management Agents Using Agent Gold Images
6-10 Oracle Enterprise Manager Cloud Control Basic Installation Guide

Note:
Instead of installing a Management Agent using the Add Host Targets
Wizard, or EM CLI, you can choose to install the Management Agent
manually, in silent mode. For information on installing a Management Agent
in silent mode, seeInstalling Oracle Management Agent in Silent Mode in the
Oracle Enterprise Manager Cloud Control Advanced Installation and Configuration
Guide.
6.2.2.3 Meeting the Generic Prerequisites for Installing Standalone Management
Agents Using Add Host Targets Wizard or EM CLI
Table 6-1 lists the generic prerequisites you must meet before installing standalone
Management Agents using the Add Host Targets Wizard or EM CLI.
Table 6-1 General Prerequisites for Installing Standalone Oracle Management
Agent
Requirement Description
Hardware Requirements Ensure that you meet the hard disk space, swap space,
temp directory space, stage directory space, and
physical memory requirements as described in
Hardware Requirements for Enterprise Manager Cloud
Control.
Software Requirements (For Microsoft Windows) Ensure that you have installed
Cygwin 1.7 on the destination host as described in
Installing Cygwin and Starting the SSH Daemon.
Note: While running cygwin.bat in Microsoft
Windows Server 2008 and Microsoft Windows Vista,
ensure that you invoke it in administrator mode. To do
this, right-click the cygwin.bat file and select Run as
administrator.
If you do not want to install Cygwin to deploy
Management Agents on Microsoft Windows hosts
using the Add Host Targets Wizard or EM CLI, you
can choose to deploy Management Agents on these
hosts using the PsExec process utility. For information
on how to deploy Management Agents on Microsoft
Windows hosts using PsExec, see Installing
Management Agents on Microsoft Windows Target
Hosts Without Using Cygwin.
Operating System Requirements Ensure that you install the Management Agent only on
certified operating systems as mentioned in the
Enterprise Manager certification matrix available on
My Oracle Support. To access the Enterprise Manager
certification matrix, follow the steps outlined in
Accessing the Enterprise Manager Certification Matrix.
For information about platforms receiving future
support, refer to My Oracle Support note 793512.1.
Note: If you use Oracle Solaris 10, then ensure that you
have update 10+ or higher installed. To verify whether
it is installed, run the following command:
cat /etc/release
Installing Management Agents Using Agent Gold Images
Installing Oracle Management Agents 6-11

Table 6-1 (Cont.) General Prerequisites for Installing Standalone Oracle
Management Agent
Requirement Description
File System Requirements Ensure that the file system mounted on the destination
host does not permit buffered writes.
File Descriptor Requirements • Ensure that the maximum user process limit is set
to 13312 or greater.
To verify the current value set, run the following
command:
ulimit -u
If the current value is not 13312 or greater, then
contact your system administrator to set it to at
least 13312.
• Ensure that you set the soft limit of file descriptor
to a minimum of 4096 and hard limit less then or
equal to 16384.
To verify the current value set, run the following
commands:
For Soft Limit:
/bin/sh -c "ulimit -n"
For Hard Limit:
/bin/sh -c "ulimit -Hn"
If the current value is not 4096 or greater, then as a
root user, update the /etc/security/
limits.conf file with the following entries:
<UID> soft nofile 4096
<UID> hard nofile 16384
Package Requirements Ensure that you install all the operating system-specific
packages as described in Package, Kernel Parameter,
and Library Requirements for Enterprise Manager
Cloud Control.
User and Operating System Group
Requirement
Ensure that you create the required operating system
groups and users as described in Creating Operating
System Groups and Users for Enterprise Manager
Cloud Control.
Privilege Requirements Ensure that the Enterprise Manager user has the
CREATE_TARGET privilege. If the Enterprise Manager
user does not have this privilege, ensure that this
privilege is granted to the user.
Super administrators, such as the sysman user, have
the CREATE_TARGET privilege by default.
etc/hosts File Requirements (Only for Microsoft Windows) Ensure that the entry for
local host in the etc/hosts file is always against
127.0.0.1 and against any other address.
Installing Management Agents Using Agent Gold Images
6-12 Oracle Enterprise Manager Cloud Control Basic Installation Guide

Table 6-1 (Cont.) General Prerequisites for Installing Standalone Oracle
Management Agent
Requirement Description
Destination Host Requirements Ensure that the destination hosts are accessible from
the host where the OMS is running.
If the destination host and the host on which OMS is
running belong to different network domains, then
ensure that you update the /etc/hosts file on the
destination host to add a line with the IP address of
that host, the fully qualified name of that host, and the
short name of the host.
For example, if the fully-qualified host name is
example.com and the short name is mypc, then add
the following line in the /etc/hosts file:
172.16.0.0 example.com mypc
Destination Host Credential
Requirements
If all the destination hosts are of the same platform,
then they must have the same set of credentials. For
example, all the destination hosts running on Linux
operating system must have the same set of credentials.
The wizard installs the Management Agent using the
same user account. If you have hosts running on the
same operating system but with different credentials,
then have two different deployment sessions.
Permission Requirements • Ensure that the agent base directory you specify is
empty and has the write permission for the install
user.
• Ensure that the instance directory is empty and
has the write permission for the install user.
Destination Host Time Zone
Requirements
Ensure that the time zones of the destination hosts
have been set correctly. To verify the time zone of a
destination host, log in to the OMS host, and run the
following command:
ssh -l <install_user>
<destination_host_name> /bin/sh -c 'echo
$TZ'
Note: If you had ignored a prerequisite check warning
about wrong time zone settings during the
Management Agent install, you must set the correct
time zone on the destination hosts after installing the
Management Agents. For information on setting time
zones post install, refer After Installing Standalone
Management Agents Using Add Host Targets Wizard
or EM CLI.
Installing Management Agents Using Agent Gold Images
Installing Oracle Management Agents 6-13

Table 6-1 (Cont.) General Prerequisites for Installing Standalone Oracle
Management Agent
Requirement Description
Time Zone Requirements If the time zone displayed is incorrect, log in to the
destination host, and follow these steps:
1. Run the following commands to set the time zone
on the destination host:
•For Korn shell:
TZ=<value>
export TZ
•For Bourne shell or Bash shell:
export TZ=<value>
•For C shell:
setenv TZ <value>
For example, in the Bash shell, run the following
command to set the time zone to America/
New_York:
export TZ='America/New_York'
To set the time zone on a destination host that
runs on Microsoft Windows, from the Start menu,
select Control Panel. Click Date and Time, then
select the Time Zone tab. Select your time zone
from the displayed drop down list.
To view a list of the time zones you can use, access
the supportedtzs.lst file present in the
<AGENT_HOME>/sysman/admin directory of the
central agent (that is, the Management Agent
installed on the OMS host).
2. Restart the SSH daemon.
If the destination host runs on a UNIX based
operating system, run the following command:
sudo /etc/init.d/sshd restart
If the destination host runs on a Microsoft
Windows operating system, run the following
commands:
cygrunsrv -E sshd
cygrunsrv -S sshd
3. Verify whether the SSH server can access the TZ
environment variable by logging in to the OMS
host, and running the following command:
ssh -l <install_user>
<destination_host_name> /bin/sh -c
'echo $TZ'
Installing Management Agents Using Agent Gold Images
6-14 Oracle Enterprise Manager Cloud Control Basic Installation Guide

Table 6-1 (Cont.) General Prerequisites for Installing Standalone Oracle
Management Agent
Requirement Description
sudo/pbrun/sesu/su SSH
Requirements
(Only for UNIX)
Ensure that you set the
oracle.sysman.prov.agentpush.enablePty
property to true in the $<ORACLE_HOME>/sysman/
prov/agentpush/agentpush.properties file, if
the privilege delegation tool you are using requires a
pseudo terminal for remote command execution via
SSH. Most privilege delegation tools such as pbrun,
sesu, and su require a pseudo terminal for remote
command execution, by default.
Alternatively, you can use the -enablePty additional
parameter while installing Management Agents using
the Add Host Targets Wizard (as described in
Installing Standalone Management Agents Using Add
Host Targets Wizard), or EM CLI (as described in
Installing Standalone Management Agents Using EM
CLI). For more information about this parameter, see
Supported Additional Parameters for Installing
Standalone Management Agents Using Add Host
Targets Wizard or EM CLI.
Note: If you are using sudo as your privilege
delegation tool, and you do not want to set the
oracle.sysman.prov.agentpush.enablePty
property to true, do one of the following:
• Include Defaults visiblepw in the /etc/
sudoers file, or enter the sudo command with
the -S option for Privileged Delegation Setting
on the Installation Details page.
For information on how to access the Installation
Details page, see Installing Standalone
Management Agents Using Add Host Targets
Wizard or EM CLI.
• Comment out Defaults requiretty in
the /etc/sudoers file.
Installing Management Agents Using Agent Gold Images
Installing Oracle Management Agents 6-15

Table 6-1 (Cont.) General Prerequisites for Installing Standalone Oracle
Management Agent
Requirement Description
sudo/pbrun/sesu/su
Requirements (for executing
commands as the root user)
(Only for UNIX)
• The installing user must have the privileges to
invoke the id command. As part of agent
deployment process the agent should be able to
run the agentdeployroot.sh script as root. To
ensure this, grant the privileges in the
configuration file of your privilege delegation tool.
For example, if you are using sudo as your
privilege delegation tool, include the following in
the /etc/sudoers file to grant the required
privileges:
<install_user>
ALL=(root) /usr/bin/id,
<agent_home>/*/agentdeployroot.sh
For example, oracle ALL=(root) /usr/bin/
id, /home/oracle/agentibd/*/
agentdeployroot.sh
Here, oracle is the installing user, and /home/
oracle/agentibd is the Management Agent
home, that is, the agent base directory.
• You do not require the following entry in
the /etc/sudoers file for installing a
Management Agent. However, the entry is
required for performing provisioning and
patching operations in Enterprise Manager.
Therefore, if you are removing this entry before
installing a Management Agent, then ensure that
you bring back the entry after installing the
Management Agent.
In Enterprise Manager Cloud Control 13c
Release 2:
(root) /<AGENT_HOME>/sbin/nmosudo
In Enterprise Manager Cloud Control 12c
Release 2 (12.1.0.2), Release 3 (12.1.0.3), Release 4
(12.1.0.4), Release 5 (12.1.0.5), and Enterprise
Manager 13c Release 1:
(root) /<AGENT_BASE_DIRECTORY>/sbin/
nmosudo
In Enterprise Manager Cloud Control 12c
Release 1 (12.1.0.1) [with Bundle Patch 1]:
(root) /
<AGENT_INSTANCE_DIRECTORY>/bin/
nmosudo
Installing Management Agents Using Agent Gold Images
6-16 Oracle Enterprise Manager Cloud Control Basic Installation Guide

Table 6-1 (Cont.) General Prerequisites for Installing Standalone Oracle
Management Agent
Requirement Description
sudo/pbrun/sesu/su
Requirements (for executing
commands as the locked account
user)
(Only for UNIX)
Ensure that the installing user has the privileges to
invoke /bin/sh as the locked account user. Grant the
privileges in the configuration file of your privilege
delegation tool.
For example, if you are using sudo as your privilege
delegation tool, include the following in the /etc/
sudoers file to grant the required privileges:
login_user1 ALL=(oracle) /bin/sh
Here, login_user1 is the SSH log in user, and
oracle is the locked account and install user.
If you do not want to grant privileges to the installing
user to invoke /bin/sh as the locked account user, set
the
oracle.sysman.prov.agentpush.pdpShellOutE
nabled property to false, and ensure that the
installing user has the privileges to invoke id,
chmod, cp, mkdir, rm, tar, emctl,
agentDeploy.sh, runInstaller, and unzip as
the locked account user. Grant the privileges in the
configuration file of your privilege delegation tool.
For example, if you are using sudo as your privilege
delegation tool, include the following in the /etc/
sudoers file to grant the required privileges:
login_user1 ALL=(oracle) /usr/bin/
id, /bin/chmod, /bin/cp, /bin/
mkdir, /bin/rm, /bin/tar, /home/oracle/
agentibd/agent_inst/bin/emctl, /home/
oracle/agentibd/*/agentDeploy.sh, /home/
oracle/agentibd/*/prereq_stage/
agent_13.1.0.0.0/oui/bin/runInstaller, /
home/oracle/agentibd/*/unzip, /home/
oracle/agentibd/*/unzipTmp/unzip, /home/
oracle/agentibd/*/agentcore.bin
Here, login_user1 is the SSH log in user, oracle is
the locked account and install user, and /home/
oracle/agentibd is the agent base directory.
Locked Account Requirements Ensure that the locked account user (oracle) has read
permission on the home directory of the login user.
Installing Management Agents Using Agent Gold Images
Installing Oracle Management Agents 6-17

Table 6-1 (Cont.) General Prerequisites for Installing Standalone Oracle
Management Agent
Requirement Description
Default SSH Port Requirements Ensure that the SSH daemon is running on the default
port (that is, 22) on all the destination hosts. To verify
the SSH port on a Unix host, run the following
command:
netstat -anp | grep -i sshd
For example, the output of this command may be the
following:
tcp 0 0 0.0.0.0:22 0.0.0.0:* LISTEN 3188/
sshd
The above output indicates that the SSH daemon is
running on port 22.
Also, on a Unix host, you can run the following
command to verify the SSH port:
cat /etc/ssh/sshd_config
For a Microsoft Windows host, the SSH port value is
mentioned in the C:\cygwin\etc\sshd_config
file.
If the SSH port is a non-default port, that is, any port
other than 22, then update the SSH_PORT property in
the following file:
$<ORACLE_HOME>/oui/prov/resources/
Paths.properties
PATH Environment Variable
Requirements
On the destination host, ensure the following:
•(For Microsoft Windows) Ensure that the Cygwin
software location appears before other software
locations in the PATH environment variable. After
making it the first entry, restart the SSH daemon
(sshd).
Also, ensure that the PATH environment variable
does not exceed 1024 characters.
• (For UNIX) On the destination host, ensure that
the SCP binaries (for example, /usr/bin/scp) are
in the PATH environment variable.
CLASSPATH Environment Variable
Requirements
Unset the CLASSPATH environment variable. You can
always reset the variable to the original value after the
installation is complete.
Installing Management Agents Using Agent Gold Images
6-18 Oracle Enterprise Manager Cloud Control Basic Installation Guide

Table 6-1 (Cont.) General Prerequisites for Installing Standalone Oracle
Management Agent
Requirement Description
Software Availability Requirements Ensure that the software of the Management Agent you
want to install is downloaded and applied using Self
Update.
• If you want to install Oracle Management Agent
13c on a host that runs on the same platform as the
one on which Oracle Management Service 13c is
running, then the Management Agent software for
that release and platform is downloaded and
applied by default. Therefore, no action is
required from your end.
• If you want to install Oracle Management Agent
13c on a host that does not run on the same
platform as the one on which Oracle Management
Service 13c is running, then ensure that the
Management Agent software for the intended
platform is downloaded and applied using Self
Update.
For information about how to download and
apply Management Agent software using Self
Update, see Meeting the Management Agent
Software Prerequisites for Installing Standalone
Management Agents Using Add Host Targets
Wizard or EM CLI.
Path Validation Requirements Validate the path to all command locations as
described in Validating Command Locations.
Installing Management Agents Using Agent Gold Images
Installing Oracle Management Agents 6-19

Table 6-1 (Cont.) General Prerequisites for Installing Standalone Oracle
Management Agent
Requirement Description
Agent Base Directory Requirements • Ensure that the agent base directory you provide
is empty.
If a previously run deployment session had failed
for some reason, then you might see an
ADATMP_<timestamp> subdirectory in the agent
base directory. In this case, either delete the
subdirectory and start a new deployment session,
or retry the failed session from the Add Host
Status page.
• Ensure that the directory name does not contain
any spaces.
• The install user owns the agent base directory. The
agent base directory and the parent directories of
the agent base directory have read, write, and
execute permissions for the install user. Ensure
that the install user or the root user owns all the
parent directories of the agent base directory, and
that the parent directories have read and execute
permissions for the install user group and all the
other users. Also, ensure that the root user owns
the root directory.
For example, if the agent base directory is /
scratch/OracleHomes/agent, and oracle is the
install user, then the /scratch/OracleHomes/
agent directory must be owned by oracle,
directories scratch and OracleHomes must be
owned by either oracle or the root user, and the
root directory (/) must be owned by the root user.
•(For Microsoft Windows hosts) Ensure that the
number of characters in the agent base directory
path does not exceed 25 characters.
• If the agent base directory is mounted, then ensure
that it is mounted with the setuid turned on.
Installing Management Agents Using Agent Gold Images
6-20 Oracle Enterprise Manager Cloud Control Basic Installation Guide

Table 6-1 (Cont.) General Prerequisites for Installing Standalone Oracle
Management Agent
Requirement Description
Central Inventory (oraInventory)
Requirements
• Ensure that you allocate 100 MB of space for the
Central Inventory.
• Ensure that you have read, write, and execute
permissions on oraInventory on all remote
hosts. If you do not have these permissions on the
default inventory (typically specified by /etc/
oraInst.loc) on any remote host, then ensure
that you specify the path to an alternative
inventory location by using one of the following
options in the Additional Parameters field of the
Add Host Targets Wizard. However, note that
these parameters are supported only on UNIX
platforms, and not on Microsoft Windows
platforms.
INVENTORY_LOCATION=<absolute_path_to_
inventory_directory>
-invPtrLoc
<absolute_path_to_oraInst.loc>
Ensure that you use INVENTORY_LOCATION only
when the target host does not already have a
central inventory.
Installing User Requirements • If the central inventory owner and the user
installing the Management Agent are different,
then ensure that they are part of the same group.
• Also ensure that the inventory owner and the
group to which the owner belongs have read and
write permissions on the inventory directory.
For example, if the inventory owner is abc and the
user installing the Management Agent is xyz, then
ensure that abc and xyz belong to the same group,
and they have read and write access to the
inventory.
Installing Management Agents Using Agent Gold Images
Installing Oracle Management Agents 6-21

Table 6-1 (Cont.) General Prerequisites for Installing Standalone Oracle
Management Agent
Requirement Description
Agent User Account Permissions
and Rights (For Microsoft
Windows)
(For Microsoft Windows) If you are installing the
Management Agent on a Microsoft Windows-based
operating system, then ensure that the agent user
account has permissions and rights to perform the
following:
• Act as part of the operating system.
• Adjust memory quotas for a process.
• Replace process level token.
• Log on as a batch job.
To verify whether the agent user has these rights,
follow these steps:
1. Launch the Local Security Policy.
From the Start menu, click Settings and then
select Control Panel. From the Control Panel
window, select Administrative Tools, and from
the Administrative Tools window, select Local
Security Policy.
2. In the Local Security Policy window, from the tree
structure, expand Local Policies, and then expand
User Rights Assignment.
Permissions for cmd.exe (For
Microsoft Windows)
(For Microsoft Windows) If you are installing the
Management Agent on a Microsoft Windows-based
operating system, then ensure that you grant the
cmd.exe program Read and Execute permissions for
the user account that the batch job runs under. This is a
restriction from Microsoft.
For more information on this restriction and to
understand how you can grant these permissions,
access the following URL to Microsoft Web site:
http://support.microsoft.com/kb/
867466/en-us
Runtime Library File Requirements
(For Microsoft Windows)
(For Microsoft Windows) If you are installing the
Management Agent on a Microsoft Windows-based
operating system, then ensure that the Msvcp71.dll
and Msvcr71.dll runtime library files are present in
c:\windows\system32.
Preinstallation/Postinstallation
Scripts Requirements
Ensure that the preinstallation and postinstallation
scripts that you want to run along with the installation
are available either on the OMS host, destination hosts,
or on a shared location accessible to the destination
hosts.
Browser Requirements Ensure that you use a certified browser as mentioned
in the Enterprise Manager certification matrix available
on My Oracle Support. To access the Enterprise Manager
certification matrix, follow the steps in Accessing the
Enterprise Manager Certification Matrix.
Installing Management Agents Using Agent Gold Images
6-22 Oracle Enterprise Manager Cloud Control Basic Installation Guide

Table 6-1 (Cont.) General Prerequisites for Installing Standalone Oracle
Management Agent
Requirement Description
IPv6 Host Requirements To support the deployment of an IPv6-enabled host, set
the following property to true in the
$<ORACLE_HOME>/sysman/prov/agentpush/
agentpush.properties file:
oracle.sysman.prov.agentpush.IPv6
6.2.2.4 Meeting the Management Agent Software Prerequisites for Installing
Standalone Management Agents Using Add Host Targets Wizard or EM CLI
To install a standalone Management Agent on a host, the Management Agent software
for the host platform must be downloaded and applied using Self Update.
This section describes how to download and apply the Management Agent software
for different platforms using Self Update. In particular, it contains the following:
•Acquiring the Management Agent Software in Online Mode
•Acquiring the Management Agent Software in Offline Mode
Note:
The Management Agent software for the OMS host platform is downloaded
and applied by default, so if the host on which you want to install a
Management Agent runs on the same platform as that of the OMS host, you
do not need to download and apply the Management Agent software for this
platform.
6.2.2.4.1 Acquiring the Management Agent Software in Online Mode
If Enterprise Manager has access to My Oracle Support via the Internet, it is said to
run in Online Mode.
To verify that Enterprise Manager is running in Online Mode, access the Offline
Patching page. To access this page, from the Setup menu, select Provisioning and
Patching, then select Offline Patching.
To download and apply the Management Agent software using Self Update when
Enterprise Manager is running in Online Mode, follow these steps:
1. Ensure that you have set up Self Update.
For information on setting up Self Update, see Using Self Update in the Oracle
Enterprise Manager Cloud Control Administration Guide.
2. From the Setup menu, select Extensibility, then select Self Update.
3. For Type, select Agent Software, then select Open from the Actions menu. The
Agent Software Updates page appears to show the Management Agent software
available for different platforms.
4. Select an update from the list of available updates. All entries other than the one
that matches the platform of the OMS host should show their status as Available.
Installing Management Agents Using Agent Gold Images
Installing Oracle Management Agents 6-23

5. Click Download. The Schedule Download dialog opens.
Note:
The Download button is enabled only in the following cases:
• You must have the privilege to download and apply in Self Update
Console.
• You must have selected at least one Management Agent software row in
the table, and the Management Agent software must be in Available or
Download Failed status.
• You must have configured the Software Library.
• You must have configured the Self Update staging area.
• You must have enabled the online mode for Self Update and set the My
Oracle Support credentials.
6. Select when to download the update. The following options are available:
• Immediately
• Later (specified time)
• Whether or not to send a notification when the download is complete
7. Click Select. An Enterprise Manager job is created to download the Management
Agent software to Software Library.
Enterprise Manager starts downloading the archive from the Oracle Enterprise
Manager store. Wait for the download to complete (when in offline mode, the
system starts reading from the specified location).
When the download is complete, Enterprise Manager displays the Confirmation
page.
8. Once the download is complete, select the Management Agent, then click Apply.
This step will stage the Management Agent software in Software Library and make
it available to the Add Host Targets wizard, which you will use to install
Management Agents on hosts.
6.2.2.4.2 Acquiring the Management Agent Software in Offline Mode
If Enterprise Manager is not connected to My Oracle Support via the Internet, it is said
to run in Offline Mode.
To verify that Enterprise Manager is running in Offline Mode, access the Offline
Patching page. To access this page, from the Setup menu, select Provisioning and
Patching, then select Offline Patching.
From an Internet-enabled computer, download the catalog file using the following
URL: https://updates.oracle.com/download/em_catalog.zip
Note: Upload the file using the options displayed in the Offline Patching
page.
Installing Management Agents Using Agent Gold Images
6-24 Oracle Enterprise Manager Cloud Control Basic Installation Guide

To download and apply the Management Agent software using Self Update when
Enterprise Manager is running in Offline Mode, follow these steps:
1. Ensure that you have set up Self Update.
For information on setting up Self Update, see Using Self Update in the Oracle
Enterprise Manager Cloud Control Administration Guide.
2. From the Setup menu, select Extensibility, then select Self Update.
3. On the Self Update home page, click Check Updates. A message is displayed that
contains the URL to be accessed to download a catalog of all updates.
4. Copy the downloaded file to either of the following:
• To any host that has a Management Agent and EM CLI installed
• To the Oracle Management Service (OMS) host (EM CLI is configured out of
box on the OMS host machine, so no setup is required)
5. Navigate to <OMS_HOME> and log in to EM CLI, running the command as the
install user, for example:
./emcli login -username=sysman
6. Synchronize EM CLI:
./emcli sync
7. Run the emcli import_update_catalog command to import the archive into
the Oracle Management Service instance or the Management Agent you want to
update. For example:
./emcli import_update_catalog -omslocal -file=zip file absolute path
Before running this command, ensure that you have set up Software Library in
Cloud Control. For information on how to do this, see Setting Up Oracle Software
Library in the Oracle Enterprise Manager Lifecycle Management Administrator's Guide.
Tip:
For a multi-OMS setup, run emcli help import_update_catalog for
more options.
8. Return to the Self Update home page and do a refresh to see a count of new
updates in the Available Updates column.
9. For Type, select Agent Software, then select Open from the Actions menu. The
Agent Software Updates page appears to show the Management Agent software
available for different platforms.
10. Select an update from the list of available updates. All entries other than the one
that matches the platform of the OMS host should show their status as Available.
11. Click Download. A message displays with a URL and instructions.
12. From an Internet-enabled computer, download the file from the URL displayed in
Step 12. Do one of the following:
Installing Management Agents Using Agent Gold Images
Installing Oracle Management Agents 6-25

• Copy the file to a Management Agent host and follow the instructions
displayed in Step 12.
• Copy the file to Oracle Management Service host and follow the instructions
displayed in Step 12.
At this stage, the update will show up in a downloaded state in the Self Update
home page.
13. Once the download is complete, select the Management Agent, then click Apply.
This step will stage the Management Agent software in Software Library and make
it available to the Add Host Targets wizard, which you will use to install
Management Agents on hosts.
6.2.2.5 Installing Standalone Management Agents Using Add Host Targets Wizard or
EM CLI
This section describes the actions involved in installing standalone Management
Agents. It consists of the following:
•Installing Standalone Management Agents Using Add Host Targets Wizard
•Format of the Host List File
•Installing Standalone Management Agents Using EM CLI
•Installing 12c Standalone Management Agents Using EM CLI
•Supported Additional Parameters for Installing Standalone Management Agents
Using Add Host Targets Wizard or EM CLI
Note:
If the OMS host is running on Microsoft Windows, and the OMS software was
installed in a drive other than C:\, then update the SCRATCH_PATH variable
in $ORACLE_HOME\oui\prov\resources
\ssPaths_msplats.properties.
For example, if the OMS software was installed in D:\, ensure that you
update the SCRATCH_PATH variable to D:\tmpada
6.2.2.5.1 Installing Standalone Management Agents Using Add Host Targets Wizard
This section describes how to install 13c Management Agents using the Add Host
Targets Wizard.
To install fresh Management Agents using the Add Host Targets Wizard, follow these
steps:
1. Ensure that you have downloaded and applied the Management Agent software
for the platforms of the hosts on which you want to install Management Agents.
For information on how to download and apply the Management Agent software
for a platform, see Meeting the Management Agent Software Prerequisites for
Installing Standalone Management Agents Using Add Host Targets Wizard or EM
CLI.
2. In Cloud Control, do one of the following:
Installing Management Agents Using Agent Gold Images
6-26 Oracle Enterprise Manager Cloud Control Basic Installation Guide

• From the Setup menu, select Add Target, then select Auto Discovery
Results. On the Auto Discovery Results page, under the Servers, Storage and
Network tab, select a host that you want to monitor from the displayed list,
then click Promote.
• From the Setup menu, select Add Target, then select Add Targets Manually.
On the Add Targets Manually page, select Install Agent on Host.
3. On the Host and Platform page, do the following:
a. Accept the default name assigned for this session or enter a unique name of
your choice. The custom name you enter can be any intuitive name, and need
not necessarily be in the same format as the default name. For example,
add_host_operation_1.
A unique deployment activity name enables you to save the installation
details specified in this deployment session and reuse them in the future
without having to enter all the details all over again in the new session.
b. From the Add menu, select Manually to enter the fully qualified name and
select the platform of the host on which you want to install the Management
Agent.
The host names that are retrieved from the system for the installation may
include IP addresses and short names. However, it is recommended that you
provide fully qualified host names, such as foo.mydomain.com, which
persist over the life of the host targets. This is recommended for ease of
maintenance and overall security.
Installing Management Agents Using Agent Gold Images
Installing Oracle Management Agents 6-27

Note:
• Oracle recommends you to enter the fully qualified domain name of the
host. For monitoring purpose, Enterprise Manager Cloud Control adds
that host and the Management Agent with the exact name you enter here.
• You must enter only one host name per row. Entering multiple host
names separated by a comma is not supported.
• You must ensure that the host name does not contain underscores('_').
• If the platform name is appended with Agent Software Unavailable, then it
indicates that the software for that platform is not available on the OMS
host, and that you must download and apply it using Self Update. To
access Self Update, from the Setup menu, select Extensibility, then click
Self Update.
For more information on using Self Update to download and apply the
latest software, see Meeting the Management Agent Software
Prerequisites for Installing Standalone Management Agents Using Add
Host Targets Wizard or EM CLI.
Alternatively, from the Add menu, you can select either From File to add the
host names stored in a file, or Discovered Hosts to add the host names from a
list of hosts discovered by Enterprise Manager. For information on how the
host name entries must appear in the host file, see Format of the Host List
File.
Note:
When you select Discovered Hosts from the Add menu, and add hosts from a
list of discovered hosts, the host's platform is automatically detected and
displayed. The platform name is detected using a combination of factors,
including hints received from automated discovery and the platform of the
OMS host. This default platform name is a suggestion, so Oracle strongly
recommends you to verify the platform details before proceeding to the next
step.
If you are correcting the platform names, and if all the hosts run on the same
platform, then set the platform for the first host in the table and from the
Platform list, select Same for All Hosts. This will ensure that the platform
name you selected for the first host is also set for the rest of the hosts in the
table.
If you are correcting the platform names, and all the hosts run on different
platforms, from the Platform list, select Different for Each Host. Select the
correct platform for each host.
Installing Management Agents Using Agent Gold Images
6-28 Oracle Enterprise Manager Cloud Control Basic Installation Guide

Note:
• If you reach this page (Host and Platform page) from the Auto Discovery
Results page, then the hosts you selected on that page automatically
appear in the table. In this case, you need to only validate the host names
and their platforms.
• If you are installing a Management Agent on a platform that is different
from the platform on which the OMS is running, then ensure that you
have the software for that platform. If you do not have that software, then
go to the Self Update console within Enterprise Manager Cloud Control,
download the software, then apply it. For more information, see Meeting
the Management Agent Software Prerequisites for Installing Standalone
Management Agents Using Add Host Targets Wizard or EM CLI.
c. Click Next.
4. On the Installation Details page, do the following:
a. In the Deployment Type section, select Fresh Agent Install.
Note:
If you have multiple hosts sharing a common mounted drive, then install the
Management Agents in two different phases:
i. In the Add Host Targets Wizard, select the deployment type Fresh Agent
Install, and install a Management Agent on the host where the drive is
shared.
ii. In the Add Host Targets Wizard, select the deployment type Add Host to
Shared Agent, and install a Management Agent on all other hosts that
access the shared, mounted drive. (Here, you will select the Management
Agent you installed in the previous step as the master agent or shared
agent.)
b. From the table, select the first row that indicates the hosts grouped by their
common platform name.
Installing Management Agents Using Agent Gold Images
Installing Oracle Management Agents 6-29

c. In the Installation Details section, provide the installation details common to
the hosts selected in Step 3 (b). For Installation Base Directory, enter the
absolute path to the agent base directory where you want the software
binaries, security files, and inventory files of the Management Agent to be
copied.
For example, /u01/software/em13c/agentbasedir/
If the path you enter does not exist, the application creates a directory at the
specified path, and copies the Management Agent software binaries, security
files, and inventory files there.
Note:
The Installation Base Directory is essentially the agent base directory. Ensure
that the directory you provide is empty. If a previously run deployment
session had failed for some reason, then you might see an
ADATMP_<timestamp> subdirectory in the agent base directory. In this case,
either delete the subdirectory and start a new deployment session, or retry the
failed session from the Add Host Status page.
d. For Instance Directory, accept the default instance directory location or enter
the absolute path to a directory of your choice where all Management Agent-
related configuration files can be stored.
For example, /u01/software/em13c/agentbasedir/agent_inst
If you are entering a custom location, then ensure that the directory has write
permission. Oracle recommends you to maintain the instance directory inside
the agent base directory.
If the path you enter does not exist, the application creates a directory at the
specified path, and stores all the Management Agent-related configuration
files there.
e. From Named Credential list, select an appropriate profile whose credentials
can be used for setting up the SSH connectivity between the OMS and the
remote hosts, and for installing a Management Agent on each of the remote
hosts.
Installing Management Agents Using Agent Gold Images
6-30 Oracle Enterprise Manager Cloud Control Basic Installation Guide

Note:
• If you do not have a credential profile, or if you have one but do not see it
in the Named Credential list, then click the plus icon against this list. In
the Create New Named Credential window, enter the credentials and
store them with an appropriate profile name so that it can be selected and
used for installing the Management Agents. Also set the run privilege if
you want to switch over from the Named Credential you are creating, to
another user who has the privileges to perform the installation.
• If the plus icon is disabled against this list, then you do not have the
privileges to create a profile with credentials. In this case, contact your
administrator and either request him/her to grant you the privileges to
create a new profile or request him/her to create a profile and grant you
the access to view it in the Named Credential list.
• If you have manually set up SSH public key authentication between the
OMS and the remote hosts for a named credential, as described in Before
You Begin Installing Standalone Management Agents Using Add Host
Targets Wizard or EM CLI, you can select this credential from the Named
Credential list.
f. From the Root Credential list, select an appropriate root credential to obtain
privileges of a root user. This is an optional field. You may use this option
only when your credentials do not have certain privileges as that of a root
user. Use this along with your credentials.
g. For Privileged Delegation Setting, validate the Privilege Delegation setting
to be used for running the root scripts. By default, it is set to the Privilege
Delegation setting configured in Enterprise Manager Cloud Control.
For example, you can specify one of the following for the Privileged
Delegation Setting field:
/usr/bin/sudo -u %RUNAS% %COMMAND%
/usr/bin/sudo -u -S %RUNAS% %COMMAND% (if a pseudo terminal is required for
remote command execution via SSH)
/usr/bin/sesu - %RUNAS% -c "%COMMAND%"
/usr/bin/pbrun %PROFILE% -u %RUNAS% %COMMAND%
/usr/bin/su - %RUNAS% -c "%COMMAND%"
If you leave the Privileged Delegation Setting field blank, the root scripts
will not be run by the wizard; you will have to run them manually after the
installation. For information about running them manually, see After
Installing Standalone Management Agents Using Add Host Targets Wizard
or EM CLI.
This setting will also be used for performing the installation as the user set in
the Run As attribute of the selected Named Credential if you had set the user
while creating that Named Credential.
Note:
In the Privilege Delegation setting, the %RUNAS% is honored as the root user
for running the root scripts and as the user set in the Run As attribute of the
Named Credential for performing the installation.
Installing Management Agents Using Agent Gold Images
Installing Oracle Management Agents 6-31

h. For Port, accept the default port (3872) that is assigned for the Management
Agent to communicate, or enter a port of your choice.
The custom port you enter must not be busy. If you are not sure, you can
leave this field blank. Enterprise Manager Cloud Control automatically
assigns the first available free port within the range of 1830 - 1849.
i. (Optional) In the Optional Details section, enter the absolute path to an
accessible location where the preinstallation and postinstallation scripts you
want to run are available. Note that only shell scripts are supported, and only
one preinstallation or one postinstallation script can be specified.
If you want to run the script as root, then select Run as Root. If the script is
on the host where OMS is running and is not on the host where you want to
install the Management Agent, then select Script on OMS. In this case, the
script will be copied from the OMS host to the destination hosts, and then run
on the destination hosts.
j. (Optional) For Additional Parameters, enter a whitespace-separate list of
additional parameters that you want to pass during the installation. For a
complete list of supported additional parameters, see Table 6-2.
For example, if you want to provide the inventory pointer location file, then
enter -invPtrLoc followed by the absolute path to the file location.
However, note that this parameter is supported only on UNIX platforms, and
not on Microsoft Windows platforms.
k. Repeat Step 3 (b) to Step 3 (i) for every other row you have in the table.
l. Click Next.
5. If you want to deploy Management Agents on the selected hosts in a rolling
manner, such that the deployment proceeds continuously from one deployment
phase to another, ignoring the failed hosts in each deployment phase, specify the
following in the $ORACLE_HOME/sysman/prov/agentpush/
agentpush.properties file:
oracle.sysman.prov.agentpush.continueIgnoringFailedHost=true
For more information about this deployment method, see Before You Begin
Installing Standalone Management Agents Using Add Host Targets Wizard or EM
CLI.
6. On the Review page, review the details you have provided for the installation and
do one of the following:
• If you want to modify the details, then click Back repeatedly to reach the page
where you want to make the changes.
• If you want to cancel the deployment session for some reason, click Cancel.
You are automatically taken to the Add Targets Manually page.
• If you are satisfied with the details, then click Deploy Agent to install the
Management Agent. You are automatically taken to the Add Host Status page
that enables you to monitor the progress of the deployment session.
If you want to cancel a running deployment session, then on the Add Host
Targets page, click Cancel. Note that once you cancel the session, you cannot
track or resume the session in any way. However, the currently launched
commands on the remote hosts will continue to run until they are completed.
Installing Management Agents Using Agent Gold Images
6-32 Oracle Enterprise Manager Cloud Control Basic Installation Guide

To view the details or track the progress of all the Add Host sessions using
the Add Host Targets Wizard, from the Setup menu, select Add Target, then
click Add Targets Manually. On the Add Targets Manually page, click Install
Agent Results.
7. If a particular installation phase has failed or has a warning, review the details
provided for each phase in the Agent Deployment Details section of the Add Host
Status page, and do one of the following:
Note:
To find the cause of a failure, review the log files. One log file is generated per
host, so if you installed Management Agents on multiple hosts, then review all
the log files. For information on how to access the log files, refer to Overview of
the Installation and Configuration Log Files in the Oracle Enterprise Manager Cloud
Control Advanced Installation and Configuration Guide.
• Fix the problem by reviewing the error description carefully, understanding
its cause, and taking action as recommended by Oracle.
– You can retry the deployment of Management Agents with the same
installation details.
To do so, on the Add Host Status page, click Retry and select Retry
Using Same Inputs.
– You can retry the deployment of Management Agents with modified
installation details.
To do so, on the Add Host Status page, click Retry and select Update
Inputs and Retry.
• Ignore the warning or failure, and continue with the session if you prefer.
– You can choose to proceed with the deployment of Management Agents
only on those remote hosts that have successfully cleared the checks, and
you can ignore the ones that have Warning or Failed status.
To do so, on the Add Host Status page, click Continue and select
Continue, Ignoring Failed Hosts.
– You can choose to proceed with the deployment of Management Agents
on all the hosts, including the ones that have Warning or Failed status.
Note that choosing this option will ignore the prerequisites in order to
allow the Management Agent installation to proceed. If you want to
proceed with this option, you must ensure that all the prerequisites are
met through manual methods. The practice of ignoring prerequisite
checks must be done only with the help of Oracle Support, or with a clear
understanding of the impact of bypassing these checks.
To do so, on the Add Host Status page, click Continue and select
Continue, All Hosts.
6.2.2.5.2 Format of the Host List File
In the Add Host Targets Wizard, you can click Load from File to add the hosts listed
in a file. However, ensure that the file you select has one of the following formats:
Installing Management Agents Using Agent Gold Images
Installing Oracle Management Agents 6-33

• Only the host name.
For Example,
host1.example.com
host2.example.com
Note:
If the host list file is in this format, ensure that you select the platform for each
added host from the drop down list.
• The host name followed by the platform name.
For Example,
host1.example.com linux_x64
host2.example.com aix
The supported platform names are linux_x64, linux, solaris, hpunix, hpi,
linux64_zseries, aix, linux_ppc64, windows_x64, solaris_x64, and win32.
6.2.2.5.3 Installing Standalone Management Agents Using EM CLI
Note:
• Using EM CLI, you can install fresh Management Agents, install Shared
Agents, and clone existing Management Agents.
• Using EM CLI, you can install fresh Management Agents only on a single
platform in a single Add Host session. If you want to use EM CLI to
install fresh Management Agents on different platforms, then you must
create a separate Add Host session for each platform.
Note:
If the output of the EM CLI verbs mentioned in this section is misaligned or is
difficult to read, adjust your screen width by specifying an appropriate value
for the oracle.sysman.prov.agentpush.emcliScreenWidth property
in the <ORACLE_HOME>/sysman/prov/agentpush/
agentpush.properties file.
To create an Add Host session and install fresh Management Agents using EM CLI,
follow these steps:
1. Log in to EM CLI from the /bin directory present within the Oracle home:
$<ORACLE_HOME>/bin/emcli login -username=<user_name>
Once you run this command, EM CLI will prompt you for a password. Enter the
password for the user name you specified.
2. Synchronize EM CLI:
$<ORACLE_HOME>/bin/emcli sync
Installing Management Agents Using Agent Gold Images
6-34 Oracle Enterprise Manager Cloud Control Basic Installation Guide

3. Run the get_targets verb to obtain the list of unmanaged hosts:
emcli get_targets -unmanaged -targets="%:host" -format=name:script
Make a note of the unmanaged hosts on which you want to install a Management
Agent.
To view more information on the syntax and the usage of the get_targets verb,
run the following command:
$<ORACLE_HOME>/bin/emcli help get_targets
4. Run the list_add_host_platforms verb to obtain a list of the platforms for
which the Management Agent software is available in Software Library:
$<ORACLE_HOME>/bin/emcli list_add_host_platforms
[-all]
[-noheader]
[-script | -format]
Note that the parameters mentioned in [ ] are optional.
For example, $<ORACLE_HOME>/bin/emcli list_add_host_platforms -
all
Figure 6-2 displays the output of this command.
Figure 6-2 Output of list_add_host_platforms -all
If the Management Agent software for a platform on which you want to install a
Management Agent is not available, download and apply it using Self Update. For
information on how to download and apply the Management Agent software for a
platform, see Meeting the Management Agent Software Prerequisites for Installing
Standalone Management Agents Using Add Host Targets Wizard or EM CLI.
Note:
If you want to install a Management Agent on a host that is running on the
Oracle Enterprise Linux 4.x 64-bit platform, Red Hat Enterprise Linux 4.x 64-
bit platform, or the SUSE Linux Enterprise 10 64-bit platform, ensure that the
32-bit version of the Management Agent software for the platform is
downloaded and applied using Self Update.
To view more information on the syntax and the usage of the
list_add_host_platforms verb, run the following command:
$<ORACLE_HOME>/bin/emcli help list_add_host_platforms
Installing Management Agents Using Agent Gold Images
Installing Oracle Management Agents 6-35

5. If you want to deploy Management Agents on the selected hosts in a rolling
manner, such that the deployment proceeds continuously from one deployment
phase to another, ignoring the failed hosts in each deployment phase, specify the
following in the $<ORACLE_HOME>/sysman/prov/agentpush/
agentpush.properties file:
oracle.sysman.prov.agentpush.continueIgnoringFailedHost=true
For more information about this deployment method, see Before You Begin
Installing Standalone Management Agents Using Add Host Targets Wizard or EM
CLI.
6. Run the submit_add_host verb to submit the Add Host session and install
Management Agents:
$<ORACLE_HOME>/bin/emcli submit_add_host
-host_names="List of host names."
-platform="Platform id"
-installation_base_directory="Installation base directory."
-credential_name="Credential Name"
[-credential_owner="Credential Owner"]
[-instance_directory="Instance directory"]
[-port="Agent port"]
[-version_name="Gold Image Version Name"]
[-image_name="Gold Image Name"]
[-session_name="Deployment session name"]
[-deployment_type="Type of agent deployment"]
[-privilege_delegation_setting="Privilege delegation setting"]
[-additional_parameters="parameter1 parameter2 ..."]
[-source_agent="Source agent"]
[-master_agent="Master agent"]
[-input_file=properties_file:"Properties file"]
[-predeploy_script="Predeploy script"]
[-predeploy_script_on_oms]
[-predeploy_script_run_as_root]
[-preinstallation_script="Preinstallation script"]
[-preinstallation_script_on_oms]
[-preinstallation_script_run_as_root]
[-postinstallation_script="Postinstallation script"]
[-postinstallation_script_on_oms]
[-postinstallation_script_run_as_root]
[-configure_hybrid_cloud_agent]
[-hybrid_cloud_gateway_agent="Hybrid Cloud Gateway Agent"]
[-hybrid_cloud_gateway_proxy_port="Hybrid Cloud Gateway Proxy Port"]
[-wait_for_completion]
Note that the parameters mentioned in [ ] are optional.
Note:
You can install a Shared Agent and clone a Management Agent by specifying
the -deployment_type option with the submit_add_host verb. To install
a Shared Agent, specify -deployment_type=SHARED. To clone a
Management Agent, specify -deployment_type=CLONE. By default, the -
deployment_type option is set to FRESH, so if this option is not specified, a
fresh Management Agent is installed on the selected host.
Installing Management Agents Using Agent Gold Images
6-36 Oracle Enterprise Manager Cloud Control Basic Installation Guide

For example, $<ORACLE_HOME>/bin/emcli submit_add_host -
host_names=example.com -platform=226 -
installation_base_directory=/opt/agent -
credential_name=oracle -privilege_delegation_setting=sudo
This example installs a fresh Management Agent on the host example.com,
having the platform ID 226, in the directory /opt/agent, using the named
credential oracle.
The -platform parameter defines the platform ID. Every platform has a unique
platform ID associated with it. This association for various platforms is displayed
in the output of the list_add_host_platforms verb, as shown in Figure 6-2.
The -credential_name parameter defines the named credential that must be
used to install Management Agents on the specified hosts. If you have not created a
named credential, you can create one using the create_named_credential
verb. For information on how to use this verb, seecreate_named_credential in the
Oracle Enterprise Manager Command Line Interface.
To view more information on the syntax and the usage of the submit_add_host
verb, run the following command:
$<ORACLE_HOME>/bin/emcli help submit_add_host
7. Run the get_add_host_status verb to view the status of the created Add Host
session:
$<ORACLE_HOME>/bin/emcli get_add_host_status
-session_name
[-details]
[-show_only_failed_hosts]
[-host_name]
[-noheader]
[-script | -format]
Note that the parameters mentioned in [ ] are optional.
For example, /u01/software/em13c/oraclehome/bin/emcli
get_add_host_status -
session_name=ADD_HOST_SYSMAN_Dec_27_2012_3:02:28_AM_PST
This example displays the status of the
ADD_HOST_SYSMAN_Dec_17_2012_2:02:28_AM_PST Add Host session.
To view the detailed Management Agent deployment status of a particular host,
run the get_add_host_status verb with the -host_name parameter. For
example:
/u01/software/em13c/oraclehome/bin/emcli get_add_host_status
-session_name=ADD_HOST_SYSMAN_Dec_27_2012_3:02:28_AM_PST -
host_name=example.com
This command also displays the location of the log file for the deployment of a
Management Agent on the specified host. If the deployment failed, you can
investigate the failure by reviewing the log files. One log file is generated per host.
Figure 6-3 displays a sample output of the command.
Installing Management Agents Using Agent Gold Images
Installing Oracle Management Agents 6-37

Figure 6-3 Output of emcli get_add_host_status
Alternatively, to know where the Management Agent log files are located, see
Overview of the Installation and Configuration Log Files in the Oracle Enterprise
Manager Cloud Control Advanced Installation and Configuration Guide.
Run the list_add_host_sessions verb to view the details or track the progress
of all the Add Host sessions:
$<ORACLE_HOME>/bin/emcli list_add_host_sessions
[-host_name]
[-session_name]
[-match_all]
[-noheader]
[-script | -format]
For example, $<ORACLE_HOME>/bin/emcli list_add_host_sessions -
host_name=example.com
This example displays all the Add Host sessions that the host example.com was a
part of.
To view more information on the syntax and the usage of the
get_add_host_status and the list_add_host_sessions verb, run the
following commands:
$<ORACLE_HOME>/bin/emcli help get_add_host_status
$<ORACLE_HOME>/bin/emcli help list_add_host_sessions
8. If the output of the get_add_host_status EM CLI verb mentions that a
particular installation phase has failed or has a warning, do one of the following:
• Fix the problem by reviewing the error description carefully, understanding its
cause, and taking action as recommended by Oracle.
– You can retry the deployment of Management Agents with the same
installation details.
To do so using EM CLI, use the retry_add_host verb, with the -
retry_using_same_inputs option:
$<ORACLE_HOME>/bin/emcli retry_add_host
-session_name
-retry_using_same_inputs
[-wait_for_completion]
Note that the parameters mentioned in [ ] are optional.
For example, /u01/software/em13c/oraclehome/bin/emcli
retry_add_host -
session_name='ADD_HOST_SYSMAN_Apr_21_2013_8:02:28_AM_PS
T' -retry_using_same_inputs
Installing Management Agents Using Agent Gold Images
6-38 Oracle Enterprise Manager Cloud Control Basic Installation Guide

– You can retry the deployment of Management Agents with modified
installation details.
To do so using EM CLI, use the retry_add_host verb, with the -
update_inputs_and_retry option:
$<ORACLE_HOME>/bin/emcli retry_add_host
-session_name="session_name"
-retry_using_same_inputs | -update_inputs_and_retry"
[-host_names="Host names"]
[-platform="Platform id"]
[-installation_base_directory="Installation base directory"]
[-credential_name="Credential Name"]
[-credential_owner="Credential Owner"]
[-instance_directory="Instance directory"]
[-port="Agent port"]
[-deployment_type="Type of agent deployment"]
[-privilege_delegation_setting="Privilege delegation setting"]
[-additional_parameters="parameter1 parameter2 ..."]
[-source_agent="Source agent"]
[-master_agent="Master agent"]
[-preinstallation_script="Preinstallation script"]
[-preinstallation_script_on_oms]
[-preinstallation_script_run_as_root]
[-postinstallation_script="Postinstallation script"]
[-postinstallation_script_on_oms]
[-postinstallation_script_run_as_root]
[-configure_hybrid_cloud_agent]
[-hybrid_cloud_gateway_agent="Hybrid Cloud Gateway Agent"]
[-hybrid_cloud_gateway_proxy_port="Hybrid Cloud Gateway Proxy
Port"]
[-wait_for_completion]
Note that the parameters mentioned in [ ] are optional.
For example, /u01/software/em13c/oraclehome/bin/emcli
retry_add_host -
session_name='ADD_HOST_SYSMAN_Apr_21_2013_8:02:28_AM_PS
T' -update_inputs_and_retry -credential_name=oracle2
This example retries the deployment of Management Agents for the
ADD_HOST_SYSMAN_Apr_21_2013_8:02:28_AM_PST Add Host
session, using the oracle2 named credential.
To view more information on the syntax and the usage of the
retry_add_host verb, run the following command:
$<ORACLE_HOME>/bin/emcli help retry_add_host
• Ignore the warning or failure, and continue with the session if you prefer.
– You can choose to proceed with the deployment of Management Agents
only on those remote hosts that have successfully cleared the checks, and
you can ignore the ones that have Warning or Failed status.
To do so using EM CLI, use the continue_add_host verb, with the -
continue_ignoring_failed_hosts option:
$<ORACLE_HOME>/bin/emcli continue_add_host
-session_name
-continue_ignoring_failed_hosts
[-wait_for_completion]
Installing Management Agents Using Agent Gold Images
Installing Oracle Management Agents 6-39

Note that the parameters mentioned in [ ] are optional.
For example, /u01/software/em13c/oraclehome/bin/emcli
continue_add_host -
session_name='ADD_HOST_SYSMAN_Apr_21_2013_8:02:28_AM_PS
T' -continue_ignoring_failed_hosts.
– You can choose to proceed with the deployment of Management Agents
on all the hosts, including the ones that have Warning or Failed status.
Note that choosing this option will ignore the prerequisites in order to
allow the Management Agent installation to proceed. If you want to
proceed with this option, you must ensure that all the prerequisites are
met through manual methods. The practice of ignoring prerequisite checks
must be done only with the help of Oracle Support, or with a clear
understanding of the impact of bypassing these checks.
To do so using EM CLI, use the continue_add_host verb, with the -
continue_all_hosts option:
$<ORACLE_HOME>/bin/emcli continue_add_host
-session_name
-continue_all_hosts
[-wait_for_completion]
Note that the parameters mentioned in [ ] are optional.
For example, /u01/software/em13c/oraclehome/bin/emcli
continue_add_host -
session_name='ADD_HOST_SYSMAN_Apr_21_2013_8:02:28_AM_PS
T' -continue_all_hosts
To view more information on the syntax and the usage of the
continue_add_host verb, run the following command:
$<ORACLE_HOME>/bin/emcli help continue_add_host
Note:
For more information on how to use the EM CLI verbs mentioned in this
section, refer EMCLI Overview and Concepts in the Oracle Enterprise Manager
Command Line Interface.
6.2.2.5.4 Installing 12c Standalone Management Agents Using EM CLI
Note:
• You can install 12c (12.1.0.5 ) Management Agents certified only on Oracle
Enterprise Linux 5.x and RHEL 5.x.
• Fresh 12c Management Agent (12.1.0.5) deployment is not supported on
Windows, AIX, HPia64, and Solaris platforms.
• Fresh 12c Management Agent deployment using Agent Gold Image is not
supported.
• Plug-in bundle patch is not supported. Use only agent core patch.
Installing Management Agents Using Agent Gold Images
6-40 Oracle Enterprise Manager Cloud Control Basic Installation Guide

Note:
If the output of the EM CLI verbs mentioned in this section is misaligned or is
difficult to read, adjust your screen width by specifying an appropriate value
for the oracle.sysman.prov.agentpush.emcliScreenWidth property
in the <ORACLE_HOME>/sysman/prov/agentpush/
agentpush.properties file.
Starting from 13.2, you can install 12c Management Agents using EM CLI.
Note: Make sure that 12.1.0.5 Agent software is applied on OMS or available
in the software library. If the Agent software is not available, then download
the 12.1.0.5 Agent Software and apply it on OMS using Self Update.
To create an Add Host session and install fresh 12c Management Agents using EM
CLI, follow these steps:
1. Log in to EM CLI from the /bin directory present within the Oracle home:
$<ORACLE_HOME>/bin/emcli login -username=<user_name>
Once you run this command, EM CLI will prompt you for a password. Enter the
password for the user name you specified.
2. Synchronize EM CLI:
$<ORACLE_HOME>/bin/emcli sync
3. Run the list_add_host_platforms verb to obtain a list of the platforms for
which the Management Agent software is available in Software Library:
$<ORACLE_HOME>/bin/emcli list_add_host_platforms
[-all]
[-noheader]
[-script | -format]
Note that the parameters mentioned in [ ] are optional.
For example, $<ORACLE_HOME>/bin/emcli list_add_host_platforms -
all
Figure 6-2 displays the output of this command.
Figure 6-4 Output of list_add_host_platforms -all
Installing Management Agents Using Agent Gold Images
Installing Oracle Management Agents 6-41

If the Management Agent software for a platform on which you want to install a
Management Agent is not available, download and apply it using Self Update. For
information on how to download and apply the Management Agent software for a
platform, see Meeting the Management Agent Software Prerequisites for Installing
Standalone Management Agents Using Add Host Targets Wizard or EM CLI.
Note:
If you want to install a Management Agent on a host that is running on the
Oracle Enterprise Linux 4.x 64-bit platform, Red Hat Enterprise Linux 4.x 64-
bit platform, or the SUSE Linux Enterprise 10 64-bit platform, ensure that the
32-bit version of the Management Agent software for the platform is
downloaded and applied using Self Update. For more information on self
update, see Applying an Update in the Oracle Enterprise Manager Cloud Control
Administrator's Guide.
To view more information on the syntax and the usage of the
list_add_host_platforms verb, run the following command:
$<ORACLE_HOME>/bin/emcli help list_add_host_platforms
4. If you want to deploy Management Agents on the selected hosts in a rolling
manner, such that the deployment proceeds continuously from one deployment
phase to another, ignoring the failed hosts in each deployment phase, specify the
following in the $<ORACLE_HOME>/sysman/prov/agentpush/
agentpush.properties file:
oracle.sysman.prov.agentpush.continueIgnoringFailedHost=true
For more information about this deployment method, see Before You Begin
Installing Standalone Management Agents Using Add Host Targets Wizard or EM
CLI.
5. Run the submit_add_host verb to submit the Add Host session and install
Management Agents:
$<ORACLE_HOME>/bin/emcli submit_add_host
-host_names="List of host names."
-platform="Platform id"
-installation_base_directory="Installation base directory."
-credential_name="Credential Name"
[-credential_owner="Credential Owner"]
[-port="Agent port"]
[-agent_version="Agent Version"]
[-session_name="Deployment session name"]
[-wait_for_completion]
Note that the parameters mentioned in [ ] are optional.
On UNIX Platforms:
For example, $<ORACLE_HOME>/bin/emcli submit_add_host -
host_names=example.com -platform=226 -
installation_base_directory=/opt/agent -
credential_name=oracle -privilege_delegation_setting=sudo -
agent_version="12.1.0.5.0"
Installing Management Agents Using Agent Gold Images
6-42 Oracle Enterprise Manager Cloud Control Basic Installation Guide

This example installs a fresh Management Agent on the host example.com,
having the platform ID 226, in the directory /opt/agent, using the named
credential oracle.
The -platform parameter defines the platform ID. Every platform has a unique
platform ID associated with it. This association for various platforms is displayed
in the output of the list_add_host_platforms verb, as shown in Figure 6-2.
The -credential_name parameter defines the named credential that must be
used to install Management Agents on the specified hosts. If you have not created a
named credential, you can create one using the create_named_credential
verb. The -agent_version parameter defines the agent version to be installed.
For information on how to use this verb, see Oracle Enterprise Manager Command
Line Interface.
On Microsoft Windows Platforms:
For example, /emcli submit_add_host -credential_name=oracle -
platform=233 -installation_base_directory=C:\\basedir -
host_names=example.com -agent_version="12.1.0.5.0"
To view more information on the syntax and the usage of the submit_add_host
verb, run the following command:
$<ORACLE_HOME>/bin/emcli help submit_add_host
6. Run the get_add_host_status verb to view the status of the created Add Host
session:
$<ORACLE_HOME>/bin/emcli get_add_host_status
-session_name
[-details]
[-show_only_failed_hosts]
[-host_name]
[-noheader]
[-script | -format]
Note that the parameters mentioned in [ ] are optional.
For example, /u01/software/em13c/oraclehome/bin/emcli
get_add_host_status -
session_name=ADD_HOST_SYSMAN_Dec_27_2012_3:02:28_AM_PST
This example displays the status of the
ADD_HOST_SYSMAN_Dec_17_2012_2:02:28_AM_PST Add Host session.
To view the detailed Management Agent deployment status of a particular host,
run the get_add_host_status verb with the -host_name parameter. For
example:
/u01/software/em13c/oraclehome/bin/emcli get_add_host_status
-session_name=ADD_HOST_SYSMAN_Dec_27_2012_3:02:28_AM_PST -
host_name=example.com
This command also displays the location of the log file for the deployment of a
Management Agent on the specified host. If the deployment failed, you can
investigate the failure by reviewing the log files. One log file is generated per host.
Figure 6-3 displays a sample output of the command.
Installing Management Agents Using Agent Gold Images
Installing Oracle Management Agents 6-43

Figure 6-5 Output of emcli get_add_host_status
After executing the emcli submit add-hosts command, you can track the
deployment from Agent Push console by navigating to the following path:
a. From the Setup menu, select Add Targets, then select Add Targets Manually.
b. Click Install Agent Results.
Alternatively, to know where the Management Agent log files are located, see
Overview of the Installation and Configuration Log Files in the Oracle Enterprise
Manager Cloud Control Advanced Installation and Configuration Guide.
Run the list_add_host_sessions verb to view the details or track the progress
of all the Add Host sessions:
$<ORACLE_HOME>/bin/emcli list_add_host_sessions
[-host_name]
[-session_name]
[-match_all]
[-noheader]
[-script | -format]
For example, $<ORACLE_HOME>/bin/emcli list_add_host_sessions -
host_name=example.com
This example displays all the Add Host sessions that the host example.com was a
part of.
To view more information on the syntax and the usage of the
get_add_host_status and the list_add_host_sessions verb, run the
following commands:
$<ORACLE_HOME>/bin/emcli help get_add_host_status
$<ORACLE_HOME>/bin/emcli help list_add_host_sessions
7. If the output of the get_add_host_status EM CLI verb mentions that a
particular installation phase has failed or has a warning, do one of the following:
• Fix the problem by reviewing the error description carefully, understanding its
cause, and taking action as recommended by Oracle.
– You can retry the deployment of Management Agents with the same
installation details.
To do so using EM CLI, use the retry_add_host verb, with the -
retry_using_same_inputs option:
$<ORACLE_HOME>/bin/emcli retry_add_host
-session_name
-retry_using_same_inputs
[-wait_for_completion]
Installing Management Agents Using Agent Gold Images
6-44 Oracle Enterprise Manager Cloud Control Basic Installation Guide

Note that the parameters mentioned in [ ] are optional.
For example, /u01/software/em13c/oraclehome/bin/emcli
retry_add_host -
session_name='ADD_HOST_SYSMAN_Apr_21_2013_8:02:28_AM_PS
T' -retry_using_same_inputs
– You can retry the deployment of Management Agents with modified
installation details.
To do so using EM CLI, use the retry_add_host verb, with the -
update_inputs_and_retry option:
$<ORACLE_HOME>/bin/emcli retry_add_host
-session_name="session_name"
-retry_using_same_inputs | -update_inputs_and_retry"
[-host_names="Host names"]
[-platform="Platform id"]
[-installation_base_directory="Installation base directory"]
[-credential_name="Credential Name"]
[-credential_owner="Credential Owner"]
[-instance_directory="Instance directory"]
[-port="Agent port"]
[-deployment_type="Type of agent deployment"]
[-privilege_delegation_setting="Privilege delegation setting"]
[-additional_parameters="parameter1 parameter2 ..."]
[-source_agent="Source agent"]
[-master_agent="Master agent"]
[-preinstallation_script="Preinstallation script"]
[-preinstallation_script_on_oms]
[-preinstallation_script_run_as_root]
[-postinstallation_script="Postinstallation script"]
[-postinstallation_script_on_oms]
[-postinstallation_script_run_as_root]
[-configure_hybrid_cloud_agent]
[-hybrid_cloud_gateway_agent="Hybrid Cloud Gateway Agent"]
[-hybrid_cloud_gateway_proxy_port="Hybrid Cloud Gateway Proxy
Port"]
[-wait_for_completion]
Note that the parameters mentioned in [ ] are optional.
For example, /u01/software/em13c/oraclehome/bin/emcli
retry_add_host -
session_name='ADD_HOST_SYSMAN_Apr_21_2013_8:02:28_AM_PS
T' -update_inputs_and_retry -credential_name=oracle2
This example retries the deployment of Management Agents for the
ADD_HOST_SYSMAN_Apr_21_2013_8:02:28_AM_PST Add Host
session, using the oracle2 named credential.
To view more information on the syntax and the usage of the
retry_add_host verb, run the following command:
$<ORACLE_HOME>/bin/emcli help retry_add_host
• Ignore the warning or failure, and continue with the session if you prefer.
– You can choose to proceed with the deployment of Management Agents
only on those remote hosts that have successfully cleared the checks, and
you can ignore the ones that have Warning or Failed status.
Installing Management Agents Using Agent Gold Images
Installing Oracle Management Agents 6-45

To do so using EM CLI, use the continue_add_host verb, with the -
continue_ignoring_failed_hosts option:
$<ORACLE_HOME>/bin/emcli continue_add_host
-session_name
-continue_ignoring_failed_hosts
[-wait_for_completion]
Note that the parameters mentioned in [ ] are optional.
For example, /u01/software/em13c/oraclehome/bin/emcli
continue_add_host -
session_name='ADD_HOST_SYSMAN_Apr_21_2013_8:02:28_AM_PS
T' -continue_ignoring_failed_hosts.
– You can choose to proceed with the deployment of Management Agents
on all the hosts, including the ones that have Warning or Failed status.
Note that choosing this option will ignore the prerequisites in order to
allow the Management Agent installation to proceed. If you want to
proceed with this option, you must ensure that all the prerequisites are
met through manual methods. The practice of ignoring prerequisite checks
must be done only with the help of Oracle Support, or with a clear
understanding of the impact of bypassing these checks.
To do so using EM CLI, use the continue_add_host verb, with the -
continue_all_hosts option:
$<ORACLE_HOME>/bin/emcli continue_add_host
-session_name
-continue_all_hosts
[-wait_for_completion]
Note that the parameters mentioned in [ ] are optional.
For example, /u01/software/em13c/oraclehome/bin/emcli
continue_add_host -
session_name='ADD_HOST_SYSMAN_Apr_21_2013_8:02:28_AM_PS
T' -continue_all_hosts
To view more information on the syntax and the usage of the
continue_add_host verb, run the following command:
$<ORACLE_HOME>/bin/emcli help continue_add_host
6.2.2.5.5 Supported Additional Parameters for Installing Standalone Management Agents Using
Add Host Targets Wizard or EM CLI
Table 6-2 lists the additional parameters supported for installing a new Management
Agent using the Add Host Targets Wizard or EM CLI.
Note that all the parameters mentioned in this section are case sensitive.
Installing Management Agents Using Agent Gold Images
6-46 Oracle Enterprise Manager Cloud Control Basic Installation Guide

Table 6-2 Supported Additional Parameters
Parameter Description
INVENTORY_LOCATION Enter the absolute path to the Central Inventory
(oraInventory).
For example, INVENTORY_LOCATION=$HOME/
oraInventory
Important:
• This parameter is supported only on Unix
platforms, and not on Microsoft Windows
platforms.
• Ensure that you use this parameter only when no
other Oracle product is installed on the remote
host, and the Central Inventory
pointer /var/opt/oracle/oraInst.loc (for
Solaris and HP-UX platforms) or /etc/
oraInst.loc (for other Unix platforms) does not
exist.
• If you use this parameter, ensure that you do not
use the -invPtrLoc parameter.
-invPtrLoc Enter the absolute path to the inventory file that has
the location of the Central Inventory (oraInventory).
For example, -invPtrLoc /tmp/oraInst.loc
Important:
• This parameter is supported only on Unix
platforms, and not on Microsoft Windows
platforms.
• You can use this parameter even when another
Oracle product is already installed on the remote
host, and the Central Inventory
pointer /var/opt/oracle/oraInst.loc (for
Solaris and HP-UX platforms) or /etc/
oraInst.loc (for other Unix platforms) exists.
• If you use this parameter, ensure that you do not
use the INVENTORY_LOCATION parameter.
-enablePty Specify this parameter if the privilege delegation tool
you are using requires a pseudo terminal for remote
command execution via SSH. Most privilege delegation
tools such as pbrun, sesu, and su require a pseudo
terminal for remote command execution, by default.
You do not need to specify this parameter if you have
set the
oracle.sysman.prov.agentpush.enablePty
property to true in the $<ORACLE_HOME>/sysman/
prov/agentpush/agentpush.properties file.
Ensure that you do not pass this parameter if the
Central Inventory exists.
Installing Management Agents Using Agent Gold Images
Installing Oracle Management Agents 6-47

Table 6-2 (Cont.) Supported Additional Parameters
Parameter Description
START_PRIORITY_LEVEL
(For Unix based hosts only)
Use this parameter to specify the priority level of the
Management Agent service when the host is
started. This parameter accepts values
between 0 and 99. However, Oracle recommends that
you provide a value between 91 and 99 for this
parameter.
For example, START_PRIORITY_LEVEL=95
If you do not include this parameter, it defaults to 98.
SHUT_PRIORITY_LEVEL
(For Unix based hosts only)
Use this parameter to specify the priority level of the
Management Agent service when the host is shut
down. This parameter accepts values between 0 and
99.
For example, START_PRIORITY_LEVEL=95
If you do not include this parameter, it defaults to 19.
s_agentSrvcName (Only for Microsoft Windows) Enter a custom name for
the Management Agent service.
Every Management Agent appears as a service in
Microsoft Windows, and every Management Agent has
a default service name. If you want to assign a custom
name to identify it, then use this parameter.
For example, s_agentSrvcName=agentsrvc1
Note: (For Microsoft Windows hosts) If you upgrade a
13.1.0.x Management Agent and you want to install
another Management Agent on the same host, which
points to a different OMS, ensure that you specify the
s_agentSrvcName parameter while installing the
Management Agent, as described in the Installing
Oracle Management Agent in Silent Mode in the Oracle
Enterprise Manager Cloud Control Advanced Installation
and Configuration Guide.
START_AGENT=false Specify this parameter if you do not want the
Management Agent to start automatically once it is
installed and configured.
If you do not specify this parameter, the Management
Agent starts automatically once it is installed and
configured.
Installing Management Agents Using Agent Gold Images
6-48 Oracle Enterprise Manager Cloud Control Basic Installation Guide

Table 6-2 (Cont.) Supported Additional Parameters
Parameter Description
SCRATCHPATH Specify this parameter if you do not have write
permission on /tmp or enough space on /tmp to use a
custom path for the software extraction other than /
tmp. Perform the following steps to override the /tmp
location:
• Update $OMS_HOME/oui/prov/resources/
ssPaths_<platform>.properties for
SCRATCHPATH property. For example, if you
are deploying 13.2 agent on Linux x64 platform,
then you must update the property file -
ssPaths_linuxx64.properties with the
value SCRATCHPATH=/u01/app/stage
• In the agent push console, pass
SCARTCHPATH=/u01/app/stage in additional
parameter
b_secureAgent=false Specify this parameter if you do not want the
Management Agent to be secured after the install. If
you do not specify this parameter, the Management
Agent is secured automatically after the install.
To secure the Management Agent manually after the
install, run the following command:
<AGENT_BASE_DIRECTORY>/agent_inst/bin/
emctl/ secure agent
If you specify this parameter, ensure that you also
specify the OMS HTTP port, using the
EM_UPLOAD_PORT parameter.
For example, b_secureAgent=false
EM_UPLOAD_PORT=4899
6.2.2.6 After Installing Standalone Management Agents Using Add Host Targets
Wizard or EM CLI
After you install a standalone Management Agent using the Add Host Targets Wizard
or EM CLI, follow these steps:
1. Verify the installation on the Add Host Status page, or using the
get_add_host_status EM CLI verb. Review the progress made on each of the
phases of the deployment operation — Initialization, Remote Prerequisite Check,
and Agent Deployment.
In the Add Host Targets Wizard, after you click Deploy Agent to install one or
more Management Agents, you are automatically taken to the Add Host Status
page.
For information on using the get_add_host_status EM CLI verb, see Installing
Standalone Management Agents Using EM CLI.
2. If required, manually verify the installation:
a. Navigate to the Management Agent home and run the following command to
see a message that confirms that the Management Agent is up and running:
$<AGENT_INSTANCE_HOME>/bin/emctl status agent
Installing Management Agents Using Agent Gold Images
Installing Oracle Management Agents 6-49

b. Navigate to the Management Agent home and run the following command to
see a message that confirms that EMD upload completed successfully:
$<AGENT_INSTANCE_HOME>/bin/emctl upload agent
c. From the Setup menu, select Manage Cloud Control, then select Agents. Verify
that the Management Agent you installed is up and running.
3. Verify whether all the plug-ins listed in $<AGENT_HOME>/sysman/install/
plugins.txt were installed successfully. To do so, run the following command:
$<AGENT_INSTANCE_HOME>/bin/emctl listplugins agent -type all
4. If you have restrictive Privilege Delegation Provider (PDP) configuration settings,
enter the location of nmosudo in your PDP configuration file.
Enterprise Manager supports PDPs such as SUDO and PowerBroker that enable
administrators to restrict certain users from running certain commands.
In Enterprise Manager Cloud Control 13c, nmosudo is located in the sbin
directory that is in the agent home. For example, <AGENT_HOME>/sbin/
nmosudo. In Enterprise Manager Cloud Control 12c Release 2 (12.1.0.2), Release 3
(12.1.0.3), Release 4 (12.1.0.4), Release 5 (12.1.0.5), nmosudo is located in the sbin
directory that is in the agent base directory. For example,
<AGENT_BASE_DIRECTORY>/sbin/nmosudo. In Enterprise Manager Cloud
Control 12c Release 1 (12.1.0.1) [with or without Bundle Patch 1], nmosudo is
located in the agent instance directory. For example,
<AGENT_INSTANCE_HOME>/bin/nmosudo.
Therefore, when you install a 13c Management Agent, you must modify your PDP
configuration file to update the new location of nmosudo.
For example, if you use SUDO as your PDP, the configuration file for SUDO is
typically /etc/sudoers. In this file, update the following entry with the new
location to nmosudo.
sudouser ALL : oracle /eminstall/basedir/sbin/nmosudo *
5. (Only for UNIX Operating Systems) If you had ignored the prerequisite check
warning about not having root privileges, SUDO/PBRUN binaries, or SUDO/
PBRUN privileges, then manually run the following scripts as a root user from each
of the hosts where the installation was done. If you do not have SUDO/PBRUN
privileges, then request your Administrator who has the privileges to run these
scripts.
• If this is the first Oracle product you just installed on the host, then run the
orainstRoot.sh script from the inventory location specified in the
oraInst.loc file that is available in the Management Agent home.
For example, if the inventory location specified in the oraInst.loc file is
$HOME/oraInventory, then run the following command:
$HOME/oraInventory/orainstRoot.sh
• Run the root.sh script from the Management Agent home:
$<AGENT_HOME>/root.sh
6. If you had ignored a prerequisite check warning about wrong time zone settings,
run the following command and follow the steps it displays:
Installing Management Agents Using Agent Gold Images
6-50 Oracle Enterprise Manager Cloud Control Basic Installation Guide

$<AGENT_INSTANCE_HOME>/bin/emctl resetTZ agent
7. By default, the host and the Management Agent get automatically added to the
Enterprise Manager Cloud Control console for monitoring. None of the targets
running on that host get automatically discovered and monitored.
To monitor the other targets, you need to add them to Enterprise Manager Cloud
Control either using the Auto Discovery Results page, the Add Targets Manually
page, or the discovery wizards offered for the targets you want to monitor.
For information about discovering targets in Enterprise Manager Cloud Control,
refer to Overview of Discovering and Adding Targetsin the Oracle Enterprise Manager
Cloud Control Administrator's Guide.
8. If you installed a Management Agent on a host that has Oracle Fusion Applications
deployed on it, the Management Agent must have access to a set of configuration
files for the business metrics feature to function properly. If the Management Agent
user is in the same group as the Oracle Fusion Applications install user, ensure that
the following files have 640 access:
<DOMAIN_HOME>/config/fmwconfig/jps-config-jse.xml
<DOMAIN_HOME>/config/fmwconfig/policy-accessor-config.xml
<DOMAIN_HOME>/config/fmwconfig/bootstrap/cwallet.sso
Note:
• If Oracle Management Agents 13c (13.2.0.x) hang frequently or do not
respond on Solaris 10ux operating systems, then refer to document ID
1427773.1 on My Oracle Support.
• To know the location where a Management Agent is deployed on a
Microsoft Windows host, that is, the Management Agent Oracle home,
access <INVENTORY_LOCATION>\inventory.xml, then search for
HOME NAME="agent13c1". The value of the LOC parameter denotes the
Management Agent Oracle home.
For example, in the following line of C:\Program Files\Oracle
\inventory.xml, D:\agent13cr2\agent_13.2.0.0.0 denotes the
Management Agent Oracle home:
<HOME NAME="agent13c1" LOC="D:
\agent13cr2\agent_13.2.0.0.0" TYPE="O" IDX="10">
• You can repoint your existing Management Agents to a new Oracle
Management Service (OMS). For information on how to do this, see
Redirecting Oracle Management Agent to Another Oracle Management Service
in the Oracle Enterprise Manager Cloud Control Advanced Installation Guide.
When you repoint your existing Management Agents to a new OMS, you
cannot move the targets monitored by the Management Agents, the target
history, and the Management Agent history. The monitored targets and
the history data is lost.
6.2.2.7 Creating an Agent Gold Image
An Agent Gold Image represents the ideal state of a Management Agent in a data
center, having customized configurations of the desired versions of the Management
Installing Management Agents Using Agent Gold Images
Installing Oracle Management Agents 6-51

Agent software, the desired versions of the monitoring plug-ins, and the desired
patches.
You can create an Agent Gold Image, using either of the following methods:
•Creating an Agent Gold Image Using Gold Agent Images Home Page
•Creating an Agent Gold Image Using EM CLI
6.2.2.7.1 Creating an Agent Gold Image Using Gold Agent Images Home Page
To create an Agent Gold Image, follow these steps:
1. From the Setup menu, select Manage Cloud Control, then select Gold Agent
Images.
2. Click Manage All Images.
3. Click Create.
4. Specify the gold image name, a description (optional), and the platform of the
source Management Agent that you want to use to create the Agent Gold Image
versions. Ensure that you use only a standalone Management Agent as the source,
and not a central agent.
5. Click Submit.
6.2.2.7.2 Creating an Agent Gold Image Using EM CLI
When you create an Agent Gold Image version using EM CLI, the Agent Gold Image
gets automatically created.
To create an Agent Gold Image by creating an Agent Gold Image version using EM
CLI, see Creating an Agent Gold Image Version Using EM CLI.
6.2.3 Creating an Agent Gold Image Version
An Agent Gold Image is expected to undergo revisions whenever you plan to upgrade
your Management Agents, upgrade the plug-ins deployed on your Management
Agents, deploy new plug-ins on your Management Agents, or deploy new patches on
your Management Agents or plug-ins. Each of these sequential revisions of an Agent
Gold Image is termed as a Agent Gold Image version.
You can create an Agent Gold Image version, using either of the following methods:
•Creating an Agent Gold Image Version Using Gold Agent Images Home Page
•Creating an Agent Gold Image Version Using EM CLI
6.2.3.1 Creating an Agent Gold Image Version Using Gold Agent Images Home Page
To create an Agent Gold Image version, follow these steps:
Installing Management Agents Using Agent Gold Images
6-52 Oracle Enterprise Manager Cloud Control Basic Installation Guide

Note:
If the configuration properties of the source Management Agent were changed
for some reason in the emd.properties file, then before creating an agent gold
image version using that source Management Agent, reload the configuration
properties of that Management Agent. To do so, run the following command:
emctl reload agent
1. From the Setup menu, select Manage Cloud Control, then select Gold Agent
Images.
2. Click the name of the required Agent Gold Image.
3. Click Manage Image Versions and Subscriptions.
4. Select the Versions and Drafts tab, then from the Actions menu, select Create.
5. Specify an image version name, and a description for the image version, if
required.
When you create an image version and update a Management Agent with it,
Enterprise Manager Cloud Control uses the image version name you provide here
to create a subdirectory in the agent base directory for the Management Agent
being updated.
For example, if the agent base directory of the Management Agent being updated
is /u01/software/em13c/agentbasedir, and the agent home is /u01/
software/em13c/agentbasedir/agent_13.2.0.0.0, and if you provide
OPB_BP1 as the image version name, then when you update the Management
Agent with the image version, a new subdirectory /u01/software/em13c/
agentbasedir/GoldImage_OPB_BP1/agent_13.2.0.0.0 is created. The
word limit for the image version name is 20 characters.
6. If you want to create the gold image version using a source Management Agent, for
Create image by, select Selecting a source agent, then specify the source
Management Agent that you want to use. In this case, you can also specify the
following:
• Work Directory: The working directory that must be used to create the Agent
Gold Image. The default working directory is $AGENT_INSTANCE_HOME/
install. Ensure that you have minimum 750MB space in this location.
• Configuration Properties: The Management Agent configuration properties
separated by ";" that must be captured while creating the Agent Gold Image.
The names of these properties can be found in the $AGENT_INSTANCE_HOME/
sysman/config/emd.properties file.
• Exclude Files: The list of files that you want to exclude from the Agent Base
Directory of the source agent while creating the Agent Gold Image. Ensure that
you provide the complete file path. If there are two or more files, then
separated them by a semicolon (;).
However, if you want to create the gold image version by importing an existing
gold image version, for Create image by, select Importing an image, then specify
the location of the gold image version that you want to import. In order to be able
to import an image, the image should already be staged. If you have not already
staged the image for this purpose, see Managing the Lifecycle of an Agent Gold Image
Installing Management Agents Using Agent Gold Images
Installing Oracle Management Agents 6-53

in the Oracle Enterprise Manager Cloud Control Advanced Installation and Configuration
Guide.
7. Click OK.
A job that creates the Agent Gold Image version is submitted to the Enterprise
Manager job system. You can view the status of this job on the Gold Agent Image
Activities page, in the Image Activities tab.
6.2.3.2 Creating an Agent Gold Image Version Using EM CLI
To create an Agent Gold Image version using EM CLI, follow these steps:
Note:
If the configuration properties of the source Management Agent were changed
for some reason in the emd.properties file, then before creating an agent gold
image version using that source Management Agent, reload the configuration
properties of that Management Agent. To do so, run the following command:
emctl reload agent
1. Log in to EM CLI from the /bin directory present within the Oracle home:
$<ORACLE_HOME>/bin/emcli login -username=<user_name>
Once you run this command, EM CLI will prompt you for a password. Enter the
password for the user name you specified.
2. Synchronize EM CLI:
$<ORACLE_HOME>/bin/emcli sync
3. Run the create_gold_agent_image verb to create an Agent Gold Image using
the specified source Management Agent or by importing an already created image
from another Enterprise Management System:
<ORACLE_HOME>/bin/emcli create_gold_agent_image
-image_name="gold_image_name"
-version_name="gold_image_version_name"
-source_agent|-import_location="source_agent|import_location"
[-gold_image_description="gold_image_description"]
[-working_directory="working_directory_location"]
[-config_properties= "agent_configuration_properties"]
[-exclude_files= "list_of_files_directories_to_exclude"]
Note that the parameters mentioned in [ ] are optional.
Table 6-3 lists and describes the parameters supported for creating an Agent Gold
Image version using EM CLI.
Table 6-3 Supported Parameters for Creating an Agent Gold Image Version
Parameter Description
-image_name Agent Gold Image name to which the created Agent Gold
Image must be added.
Installing Management Agents Using Agent Gold Images
6-54 Oracle Enterprise Manager Cloud Control Basic Installation Guide

Table 6-3 (Cont.) Supported Parameters for Creating an Agent Gold Image
Version
Parameter Description
-version_name Version name of the Agent Gold Image.
When you create an image version and update a Management
Agent with it, Enterprise Manager Cloud Control uses the
image version name you provide here to create a subdirectory
in the agent base directory for the Management Agent being
updated.
For example, if the agent base directory of the Management
Agent being updated is /u01/software/em13c/
agentbasedir, and the agent home is /u01/software/
em13c/agentbasedir/agent_13.2.0.0.0, and if you
provide OPB_BP1 as the image version name, then when you
update the Management Agent with the image version, a new
subdirectory /u01/software/em13c/agentbasedir/
GoldImage_OPB_BP1/agent_13.2.0.0.0 is created. The
word limit for the image version name is 20 characters.
-source_agent Management Agent to be used as the source to create the
Agent Gold Image.
To view a list of the Management Agents that can be used as a
source to create a gold image, run emcli get_targets -
target="oracle_emd".
-import_location Location where the Agent Gold Image is staged for creating
the gold agent image version. This location is accessible from
all the OMS instances.
-
gold_image_descrip
tion
Description of the Agent Gold Image.
-working_directory Working directory to be used to create the Agent Gold Image.
The default working directory is
$AGENT_INSTANCE_HOME/install. Minimum free space
required is 1 GB.
-config_properties Management Agent configuration properties separated by \";
\" that must be captured while creating the Agent Gold
Image. For example, MaxThread;GracefulShutdown.
-exclude_files List of files or directories separated by \";\" that must be
excluded from the gold agent image version. For example,
agent_13.2.0.0.0/cfgtoollogs/
agentDeploy;agent_13.2.0.0.0/oui. Ensure that you
provide only the relative path to the files and directories and
not the absolute path.
Examples:
• The following example creates an Agent Gold Image OPC_AGI_DB_JUL_13,
using example.com:3872 as the source Management Agent, and adds the
gold image version to the gold image OPC_DB_MONITORING:
<ORACLE_HOME>/bin/emcli create_gold_agent_image -
source_agent=example.com:3872 -
Installing Management Agents Using Agent Gold Images
Installing Oracle Management Agents 6-55

version_name=OPC_AGI_DB_JUL_13 -
image_name=OPC_DB_MONITORING
• The following example creates an Agent Gold Image OPC_AGI_DB_JUL_13,
using example.com:3872 as the source Management Agent, /tmp as the
working directory, and adds the gold image version to the gold image
OPC_DB_MONITORING:
<ORACLE_HOME>/bin/emcli create_gold_agent_image -
source_agent=example.com:3872 -
version_name=OPC_AGI_DB_JUL_13 -
image_name=OPC_DB_MONITORING -working_directory=/tmp
• The following example creates an Agent Gold Image OPC_AGI_DB_JUL_13
using gold image software staged at import location /abc/stage:
<ORACLE_HOME>/bin/emcli create_gold_agent_image -
import_location=/abc/stage -version_name=OPC_AGI_DB_JUL_13
-image_name=OPC_DB_MONITORING
6.2.4 Setting a Particular Agent Gold Image Version as the Current Version
The up-to-date version of an Agent Gold Image that you want to use to standardize
the Management Agents in your enterprise is termed as the current version of the
Agent Gold Image.
When an Agent Gold Image version is created, it is marked as a draft version. Setting a
draft version of an Agent Gold Image as the current version indicates that the gold
image version is ready to be used to mass deploy or mass update Management
Agents. Once an image is set to Active (Current), you cannot revert it to a draft or a
restricted version.
You can set a particular Agent Gold Image version as the current version, using either
of the following methods:
•Setting a Particular Agent Gold Image Version as the Current Version Using Gold
Agent Images Home Page
•Setting a Particular Agent Gold Image Version as the Current Version Using EM
CLI
6.2.4.1 Setting a Particular Agent Gold Image Version as the Current Version Using
Gold Agent Images Home Page
To set a draft version of an Agent Gold Image as the current version, follow these
steps:
1. From the Setup menu, select Manage Cloud Control, then select Gold Agent
Images.
2. Click the name of the required Agent Gold Image.
3. Click Manage Image Versions and Subscriptions.
4. Select the Versions and Drafts tab. Select the gold image version that you want to
set as the current version, then click Set Current Version.
A job that promotes the Agent Gold Image draft version to the current version is
submitted to the Enterprise Manager job system. You can view the status of this job
on the Gold Agent Image Activities page, in the Image Activities tab.
Installing Management Agents Using Agent Gold Images
6-56 Oracle Enterprise Manager Cloud Control Basic Installation Guide

6.2.4.2 Setting a Particular Agent Gold Image Version as the Current Version Using
EM CLI
To set a particular Agent Gold Image version as the current version using EM CLI,
follow these steps:
1. Log in to EM CLI from the /bin directory present within the Oracle home:
$<ORACLE_HOME>/bin/emcli login -username=<user_name>
Once you run this command, EM CLI will prompt you for a password. Enter the
password for the user name you specified.
2. Synchronize EM CLI:
$<ORACLE_HOME>/bin/emcli sync
3. Run the promote_gold_agent_image verb to promote the Agent Gold Image
version to the Current maturity level:
<ORACLE_HOME>/bin/emcli promote_gold_agent_image -
version_name="gold_image_version_name" -maturity="Current/
Restricted/Draft"
The -version_name parameter defines the Agent Gold Image version name that
you want to promote.
The -maturity parameter defines the gold image maturity level.
For example, to promote the Agent Gold Image OPC_AGI_DB_JUL_13 to the
Current maturity level, run the following:
<ORACLE_HOME>/bin/emcli promote_gold_agent_image -
version_name=OPC_AGI_DB_JUL_13 -maturity=Current
6.2.5 Installing Management Agents Using an Agent Gold Image
You can install new Management Agents using Agent gold images, by using either of
the following methods:
•Installing Management Agents Using an Agent Gold Image Using Add Host
Targets Wizard
•Installing Management Agents Using an Agent Gold Image Using EM CLI
Note:
You cannot install, update, or upgrade a Shared Agent (NFS Agent) using an
Agent Gold Image. For information about Shared Agents, see Overview of
Installing Shared Agents in the Oracle Enterprise Manager Cloud Control Advanced
Installation and Configuration Guide.
Installing Management Agents Using Agent Gold Images
Installing Oracle Management Agents 6-57

6.2.5.1 Installing Management Agents Using an Agent Gold Image Using Add Host
Targets Wizard
Note:
To view a visual demonstration of how to deploy Oracle Management Agents
using Agent Gold Images, access the following URL and click Begin Video.
https://apexapps.oracle.com/pls/apex/f?
p=44785:24:0:::24:P24_CONTENT_ID,P24_PREV_PAGE:12754,1
To install new Management Agents using an Agent Gold Image, follow these steps:
1. Access the Add Host Targets Wizard in one of the following ways:
•Option 1: From the Add Targets Manually Page
From the Setup menu, select Add Target, then select Add Targets Manually.
•Option 2: From the Gold Agent Images Console
From the Setup menu, select Manage Cloud Control, then select Gold Agent
Images.
On the Gold Agent Images page, in the table that lists all the Agent Gold
Images, click the gold image you want to use for deploying new Management
Agents.
On the gold image page, click Manage Image Versions and Subscriptions.
Then, on the Manage Image: <gold image> page, click the Subscriptions tab.
Finally, in the Subscriptions tab, click Add Host.
2. On the Add Host Targets: Host and Platform page, do the following:
a. Accept the default name assigned for this session or enter a unique name of
your choice. The custom name you enter can be any intuitive name, and need
not necessarily be in the same format as the default name. For example,
add_host_operation_1.
A unique deployment activity name enables you to save the installation
details specified in this deployment session and reuse them in the future
without having to enter all the details all over again in the new session.
b. If you followed Option 1 in Step (1) to reach the Add Host Targets: Host and
Platform page, then from the Options drop-down list, select With Gold
Image. Then, from the Image Name drop-down list, select the gold image
you want to use, and from the Image Version drop-down list, select the
version of the gold image you want to use.
If you followed Option 2 in Step (2) to reach the Add Host Targets: Host and
Platform page, then you do not have to select anything from the Options,
Image Name, and Image Version drop-down lists.
Installing Management Agents Using Agent Gold Images
6-58 Oracle Enterprise Manager Cloud Control Basic Installation Guide

c. From the Add menu, select Manually to enter the fully qualified name and
select the platform of the host on which you want to install the Management
Agent.
The host names that are retrieved from the system for the installation may
include IP addresses and short names. However, it is recommended that you
provide fully qualified host names, such as foo.mydomain.com, which
persist over the life of the host targets. This is recommended for ease of
maintenance and overall security.
Note:
• Oracle recommends you to enter the fully qualified domain name of the
host. For monitoring purpose, Enterprise Manager Cloud Control adds
that host and the Management Agent with the exact name you enter here.
• You must enter only one host name per row. Entering multiple host
names separated by a comma is not supported.
• You must ensure that the host name does not contain underscores('_').
• If you reach this page (Host and Platform page) from the Auto Discovery
Results page, then the hosts you selected on that page automatically
appear in the table. In this case, you need to only validate the host names
and their platforms.
Alternatively, from the Add menu, you can select either From File to add the
host names stored in a file, or Discovered Hosts to add the host names from a
list of hosts discovered by Enterprise Manager. For information on how the
host name entries must appear in the host file, see Format of the Host List
File.
Installing Management Agents Using Agent Gold Images
Installing Oracle Management Agents 6-59

Note:
When you select Discovered Hosts from the Add menu, and add hosts from a
list of discovered hosts, the host's platform is automatically detected and
displayed. The platform name is detected using a combination of factors,
including hints received from automated discovery and the platform of the
OMS host. This default platform name is a suggestion, so Oracle strongly
recommends you to verify the platform details before proceeding to the next
step.
If you are correcting the platform names, and if all the hosts run on the same
platform, then set the platform for the first host in the table and from the
Platform list, select Same for All Hosts. This will ensure that the platform
name you selected for the first host is also set for the rest of the hosts in the
table.
If you are correcting the platform names, and all the hosts run on different
platforms, from the Platform list, select Different for Each Host. Select the
correct platform for each host.
d. Click Next.
3. On the Installation Details page, do the following:
a. In the Deployment Type section, select Fresh Agent Install.
b. From the table, select the first row that indicates the hosts grouped by their
common platform name.
c. In the Installation Details section, provide the installation details common to
the hosts selected in Step 3 (b). For Installation Base Directory, enter the
absolute path to the agent base directory where you want the software
binaries, security files, and inventory files of the Management Agent to be
copied.
For example, /u01/software/em13c/agentbasedir/
If the path you enter does not exist, the application creates a directory at the
specified path, and copies the Management Agent software binaries, security
files, and inventory files there.
Installing Management Agents Using Agent Gold Images
6-60 Oracle Enterprise Manager Cloud Control Basic Installation Guide

Note:
The Installation Base Directory is essentially the agent base directory. Ensure
that the directory you provide is empty.
The directory name you enter here is appended with the name of the Agent
Gold Image you have selected for deployment. For example, if you enter abd
as the directory name, and if you used the gold image named GI_V2, then the
installation base directory is named GI_V2_abd.
If a previously run deployment session had failed for some reason, then you
might see an ADATMP_<timestamp> subdirectory in the agent base
directory. In this case, either delete the subdirectory and start a new
deployment session, or retry the failed session from the Add Host Status page.
d. For Instance Directory, accept the default instance directory location or enter
the absolute path to a directory of your choice where all Management Agent-
related configuration files can be stored.
For example, /u01/software/em13c/agentbasedir/agent_inst
If you are entering a custom location, then ensure that the directory has write
permission. Oracle recommends you to maintain the instance directory inside
the agent base directory.
If the path you enter does not exist, the application creates a directory at the
specified path, and stores all the Management Agent-related configuration
files there.
e. From Named Credential list, select an appropriate profile whose credentials
can be used for setting up the SSH connectivity between the OMS and the
remote hosts, and for installing a Management Agent on each of the remote
hosts.
Installing Management Agents Using Agent Gold Images
Installing Oracle Management Agents 6-61

Note:
• If you do not have a credential profile, or if you have one but do not see it
in the Named Credential list, then click the plus icon against this list. In
the Create New Named Credential window, enter the credentials and
store them with an appropriate profile name so that it can be selected and
used for installing the Management Agents. Also set the run privilege if
you want to switch over from the Named Credential you are creating, to
another user who has the privileges to perform the installation.
• If the plus icon is disabled against this list, then you do not have the
privileges to create a profile with credentials. In this case, contact your
administrator and either request him/her to grant you the privileges to
create a new profile or request him/her to create a profile and grant you
the access to view it in the Named Credential list.
• If you have manually set up SSH public key authentication between the
OMS and the remote hosts for a named credential, as described in Before
You Begin Installing Standalone Management Agents Using Add Host
Targets Wizard or EM CLI, you can select this credential from the Named
Credential list.
f. For Privileged Delegation Setting, validate the Privilege Delegation setting
to be used for running the root scripts. By default, it is set to the Privilege
Delegation setting configured in Enterprise Manager Cloud Control.
For example, you can specify one of the following for the Privileged
Delegation Setting field:
/usr/bin/sudo -u %RUNAS% %COMMAND%
/usr/bin/sudo -u -S %RUNAS% %COMMAND% (if a pseudo terminal is required for
remote command execution via SSH)
/usr/bin/sesu - %RUNAS% -c "%COMMAND%"
/usr/bin/pbrun %PROFILE% -u %RUNAS% %COMMAND%
/usr/bin/su - %RUNAS% -c "%COMMAND%"
If you leave the Privileged Delegation Setting field blank, the root scripts
will not be run by the wizard; you will have to run them manually after the
installation. For information about running them manually, see After
Installing Standalone Management Agents Using Add Host Targets Wizard
or EM CLI.
This setting will also be used for performing the installation as the user set in
the Run As attribute of the selected Named Credential if you had set the user
while creating that Named Credential.
Note:
In the Privilege Delegation setting, the %RUNAS% is honored as the root user
for running the root scripts and as the user set in the Run As attribute of the
Named Credential for performing the installation.
g. For Port, accept the default port (3872) that is assigned for the Management
Agent to communicate, or enter a port of your choice.
Installing Management Agents Using Agent Gold Images
6-62 Oracle Enterprise Manager Cloud Control Basic Installation Guide

The custom port you enter must not be busy. If you are not sure, you can
leave this field blank. Enterprise Manager Cloud Control automatically
assigns the first available free port within the range of 1830 - 1849.
h. (Optional) In the Optional Details section, enter the absolute path to an
accessible location where the preinstallation and postinstallation scripts you
want to run are available. Note that only shell scripts are supported, and only
one preinstallation or one postinstallation script can be specified.
If you want to run the script as root, then select Run as Root. If the script is
on the host where OMS is running and is not on the host where you want to
install the Management Agent, then select Script on OMS. In this case, the
script will be copied from the OMS host to the destination hosts, and then run
on the destination hosts.
Note:
Since you are using a gold image that already carries the patches and the
configuration of a stable Management Agent, make sure you do not add any
postinstallation scripts that will reapply or reconfigure the Management
Agent you are deploying.
i. (Optional) For Additional Parameters, enter a whitespace-separate list of
additional parameters that you want to pass during the installation. For a
complete list of supported additional parameters, see Table 6-2.
For example, if you want to provide the inventory pointer location file, then
enter -invPtrLoc followed by the absolute path to the file location.
However, note that this parameter is supported only on UNIX platforms, and
not on Microsoft Windows platforms.
j. Repeat Step 3 (b) to Step 3 (i) for every other row you have in the table.
k. Click Next.
4. If you want to deploy Management Agents on the selected hosts in a rolling
manner, such that the deployment proceeds continuously from one deployment
phase to another, ignoring the failed hosts in each deployment phase, specify the
following in the <ORACL_HOME>/sysman/prov/agentpush/
agentpush.properties file:
oracle.sysman.prov.agentpush.continueIgnoringFailedHost=true
For more information about this deployment method, see Before You Begin
Installing Standalone Management Agents Using Add Host Targets Wizard or EM
CLI.
5. On the Review page, review the details you have provided for the installation and
do one of the following:
• If you want to modify the details, then click Back repeatedly to reach the page
where you want to make the changes.
• If you want to cancel the deployment session for some reason, click Cancel.
You are automatically taken to the Add Targets Manually page.
Installing Management Agents Using Agent Gold Images
Installing Oracle Management Agents 6-63

• If you are satisfied with the details, then click Deploy Agent to install the
Management Agent. You are automatically taken to the Add Host Status page
that enables you to monitor the progress of the deployment session.
If you want to cancel a running deployment session, then on the Add Host
Targets page, click Cancel. Note that once you cancel the session, you cannot
track or resume the session in any way. However, the currently launched
commands on the remote hosts will continue to run until they are completed.
To view the details or track the progress of all the Add Host sessions using
the Add Host Targets Wizard, from the Setup menu, select Add Target, then
click Add Targets Manually. On the Add Targets Manually page, click Install
Agent Results.
6. If a particular installation phase has failed or has a warning, review the details
provided for each phase in the Agent Deployment Details section of the Add Host
Status page, and do one of the following:
Note:
To find the cause of a failure, review the log files. One log file is generated per
host, so if you installed Management Agents on multiple hosts, then review all
the log files. For information on how to access the log files, refer to Overview of
the Installation and Configuration Log Files in the Oracle Enterprise Manager Cloud
Control Advanced Installation and Configuration Guide.
• Fix the problem by reviewing the error description carefully, understanding
its cause, and taking action as recommended by Oracle.
– You can retry the deployment of Management Agents with the same
installation details.
To do so, on the Add Host Status page, click Retry and select Retry
Using Same Inputs.
– You can retry the deployment of Management Agents with modified
installation details.
To do so, on the Add Host Status page, click Retry and select Update
Inputs and Retry.
• Ignore the warning or failure, and continue with the session if you prefer.
– You can choose to proceed with the deployment of Management Agents
only on those remote hosts that have successfully cleared the checks, and
you can ignore the ones that have Warning or Failed status.
To do so, on the Add Host Status page, click Continue and select
Continue, Ignoring Failed Hosts.
– You can choose to proceed with the deployment of Management Agents
on all the hosts, including the ones that have Warning or Failed status.
Note that choosing this option will ignore the prerequisites in order to
allow the Management Agent installation to proceed. If you want to
proceed with this option, you must ensure that all the prerequisites are
met through manual methods. The practice of ignoring prerequisite
Installing Management Agents Using Agent Gold Images
6-64 Oracle Enterprise Manager Cloud Control Basic Installation Guide

checks must be done only with the help of Oracle Support, or with a clear
understanding of the impact of bypassing these checks.
To do so, on the Add Host Status page, click Continue and select
Continue, All Hosts.
6.2.5.2 Installing Management Agents Using an Agent Gold Image Using EM CLI
Note:
• Using EM CLI, you can install fresh Management Agents, install Shared
Agents, and clone existing Management Agents.
• Using EM CLI, you can install fresh Management Agents only on a single
platform in a single Add Host session. If you want to use EM CLI to
install fresh Management Agents on different platforms, then you must
create a separate Add Host session for each platform.
To create an Add Host session and install Management Agents using an Agent Gold
Image using EM CLI, follow these steps:
1. Log in to EM CLI from the /bin directory present within the Oracle home:
$<ORACLE_HOME>/bin/emcli login -username=<user_name>
Once you run this command, EM CLI will prompt you for a password. Enter the
password for the user name you specified.
2. Synchronize EM CLI:
$<ORACLE_HOME>/bin/emcli sync
3. Run the get_targets verb to obtain the list of unmanaged hosts:
emcli get_targets -unmanaged -targets="%:host" -
format=name:script
Make a note of the unmanaged hosts on which you want to install a Management
Agent.
To view more information on the syntax and the usage of the get_targets verb,
run the following command:
$<ORACLE_HOME>/bin/emcli help get_targets
4. Run the list_add_host_platforms verb to obtain a list of the platforms for
which the Management Agent software is available in Software Library:
$<ORACLE_HOME>/bin/emcli list_add_host_platforms
[-all]
[-noheader]
[-script | -format]
Note that the parameters mentioned in [ ] are optional.
For example, $<ORACLE_HOME>/bin/emcli list_add_host_platforms -
all
Figure 6-2 displays the output of this command.
Installing Management Agents Using Agent Gold Images
Installing Oracle Management Agents 6-65

Figure 6-6 Output of list_add_host_platforms -all
If the Management Agent software for a platform on which you want to install a
Management Agent is not available, download and apply it using Self Update. For
information on how to download and apply the Management Agent software for a
platform, see Meeting the Management Agent Software Prerequisites for Installing
Standalone Management Agents Using Add Host Targets Wizard or EM CLI.
To view more information on the syntax and the usage of the
list_add_host_platforms verb, run the following command:
$<ORACLE_HOME>/bin/emcli help list_add_host_platforms
5. If you want to deploy Management Agents on the selected hosts in a rolling
manner, such that the deployment proceeds continuously from one deployment
phase to another, ignoring the failed hosts in each deployment phase, specify the
following in the <ORACLE_HOME>/sysman/prov/agentpush/
agentpush.properties file:
oracle.sysman.prov.agentpush.continueIgnoringFailedHost=true
For more information about this deployment method, see Before You Begin
Installing Standalone Management Agents Using Add Host Targets Wizard or EM
CLI.
6. Run the submit_add_host verb to submit the Add Host session and install
Management Agents:
$<ORACLE_HOME>/bin/emcli submit_add_host
-host_names="List of host names."
-platform="Platform id"
-installation_base_directory="Installation base directory."
-credential_name="Credential Name"
[-credential_owner="Credential Owner"]
[-instance_directory="Instance directory"]
[-port="Agent port"]
[-version_name="Gold Image Version Name"]
[-image_name="Gold Image Name"]
[-session_name="Deployment session name"]
[-deployment_type="Type of agent deployment"]
[-privilege_delegation_setting="Privilege delegation setting"]
[-additional_parameters="parameter1 parameter2 ..."]
[-source_agent="Source agent"]
[-master_agent="Master agent"]
[-input_file=properties_file:"Properties file"]
[-predeploy_script="Predeploy script"]
[-predeploy_script_on_oms]
[-predeploy_script_run_as_root]
[-preinstallation_script="Preinstallation script"]
Installing Management Agents Using Agent Gold Images
6-66 Oracle Enterprise Manager Cloud Control Basic Installation Guide

[-preinstallation_script_on_oms]
[-preinstallation_script_run_as_root]
[-postinstallation_script="Postinstallation script"]
[-postinstallation_script_on_oms]
[-postinstallation_script_run_as_root]
[-configure_hybrid_cloud_agent]
[-hybrid_cloud_gateway_agent="Hybrid Cloud Gateway Agent"]
[-hybrid_cloud_gateway_proxy_port="Hybrid Cloud Gateway Proxy Port"]
[-wait_for_completion]
Note that the parameters mentioned in [ ] are optional.
Table 6-4 lists and describes the parameters supported for submitting an Add Host
session which installs Management Agents on unmanaged hosts, thereby
converting them to managed hosts.
Table 6-4 Supported Parameters for Submitting an Add Host Session
Parameter Description
-host_names The names of the hosts where the agents need to be
installed, separated by a semi colon.
-platform The ARU platform ID of the hosts where the agent
need to be installed.
-
installation_base_directo
ry
The directory where the Management Agent will be
installed. Provide this parameter in double quotes if
it is a MS-DOS/Windows style path.
-credential_name The named credential to be used for installing the
Management Agent.
-credential_owner The owner of the named credential.
-instance_directory The instance directory of the Management Agent.
Provide this parameter in double quotes if it is a MS-
DOS/Windows style path.
-port The port through which the Management Agent
should communicate with the OMS.
-version_name The Agent Gold Image name to be used for
deployment. Run emcli
list_gold_agent_images to view a list of Agent
Gold Images.
-session_name The session name which uniquely identifies the Add
Host session.
Installing Management Agents Using Agent Gold Images
Installing Oracle Management Agents 6-67

Table 6-4 (Cont.) Supported Parameters for Submitting an Add Host Session
Parameter Description
-deployment_type The type of Management Agent deployment.
You can install a Shared Agent and clone a
Management Agent by specifying the -
deployment_type option with the
submit_add_host verb. To install a Shared Agent,
specify -deployment_type=SHARED. To clone a
Management Agent, specify -
deployment_type=CLONE. By default, the -
deployment_type option is set to FRESH, so if this
option is not specified, a fresh Management Agent is
installed on the selected host.
-
privilege_delegation_sett
ing
The privilege delegation setting for installing an
Management Agent and running the root script.
-additional_parameters Additional parameters for installing a Management
Agent.
-source_agent The source Management Agent for installing a
cloned Management Agent.
-master_agent The master Management Agent for installing a
shared Management Agent.
-input_file The properties file containing the Management
Agent installation inputs.
-preinstallation_script The script that you want to run before installing the
Management Agent. Provide this parameter in
double quotes if it is a MS-DOS/Windows style path.
-
preinstallation_script_on
_oms
Indicates that the preinstallation script resides on the
OMS host.
-
preinstallation_script_ru
n_as_root
Runs the preinstallation script as the root user.
-postinstallation_script The script you want to run after installing the
Management Agent. Provide this parameter in
double quotes if it is a MS-DOS/Windows style path.
-
postinstallation_script_o
n_oms
Indicates that the postinstallation script resides on
the OMS host.
-
postinstallation_script_r
un_as_root
Runs the postinstallation script as the root user.
-
configure_hybrid_cloud_ag
ent
Enables you to deploy a management agent on a
hybrid cloud.
Installing Management Agents Using Agent Gold Images
6-68 Oracle Enterprise Manager Cloud Control Basic Installation Guide

Table 6-4 (Cont.) Supported Parameters for Submitting an Add Host Session
Parameter Description
-
hybrid_cloud_gateway_agen
t
The Management Agent that provides a
communication channel between the Oracle Public
Cloud virtual hosts and the OMS deployed in your
private network.
-
hybrid_cloud_gateway_prox
y_port
The port on which the Hybrid Cloud Agent can
communicate with the Hybrid Cloud Gateway
Proxy.
-wait_for_completion Runs the Add Host operation synchronously.
Examples:
• To submit an Add Host session on the host example.com, having platform ID
226, with /opt/agent as the installation base directory, using the named
credential oracle and privilege delegation setting /usr/bin/sudo -u
%RUNAS% %COMMAND%, run the following command:
$<ORACLE_HOME>/bin/emcli submit_add_host -
host_names=example.com -platform=226 -
installation_base_directory=/opt/agent -
credential_name=oracle -
privilege_delegation_setting="/usr/bin/sudo -u %RUNAS%
%COMMAND%"
• To submit an Add Host session on the host example2.com, having platform
ID 233, with C:\agent as the installation base directory, using the named
credential oracle, run the following command:
$<ORACLE_HOME>/bin/emcli submit_add_host -
host_names=example2.com -platform=233 -
installation_base_directory="C:\agent" -
credential_name=oracle
• To submit an Add Host session using the inputs provided in the properties
file /opt/inputs.txt, run the following command:
$<ORACLE_HOME>/bin/emcli submit_add_host -
input_file=properties_file:/opt/inputs.txt
• To submit an Add Host session of type CLONE, on the host example.com,
having platform ID 226, with /opt/agent as the installation base directory,
example1.com:3872 as the source agent, using the named credential
oracle, run the following command:
$<ORACLE_HOME>/bin/emcli submit_add_host -
host_names=example.com -platform=226 -
installation_base_directory=/opt/agent -
credential_name=oracle -deployment_type=CLONE -
source_agent=example1.com:3872
• To submit an Add Host session of type SHARED, on the host example.com,
having platform ID 226, with /opt/agent/agent_inst as the instance
directory, example1.com:3872 as the master agent, using the named
credential oracle, run the following command:
Installing Management Agents Using Agent Gold Images
Installing Oracle Management Agents 6-69

$<ORACLE_HOME>/bin/emcli submit_add_host -
host_names=example.com -platform=226 -
instance_directory=/opt/agent/agent_inst -
credential_name=oracle -deployment_type=SHARED -
master_agent=example1.com:3872
To view more information on the syntax and the usage of the submit_add_host
verb, run the following command:
$<ORACLE_HOME>/bin/emcli help submit_add_host
7. Run the get_add_host_status verb to view the status of the created Add Host
session:
$<ORACLE_HOME>/bin/emcli get_add_host_status
-session_name
[-details]
[-show_only_failed_hosts]
[-host_name]
[-noheader]
[-script | -format]
Note that the parameters mentioned in [ ] are optional.
For example, $<ORACLE_HOME>/bin/emcli get_add_host_status -
session_name=ADD_HOST_SYSMAN_Dec_27_2012_3:02:28_AM_PST
This example displays the status of the
ADD_HOST_SYSMAN_Dec_17_2012_2:02:28_AM_PST Add Host session.
To view the detailed Management Agent deployment status of a particular host,
run the get_add_host_status verb with the -host_name parameter. For
example:
$<ORACLE_HOME>/bin/emcli get_add_host_status -
session_name=ADD_HOST_SYSMAN_Dec_27_2012_3:02:28_AM_PST -
host_name=example.com
This command also displays the location of the log file for the deployment of a
Management Agent on the specified host. If the deployment failed, you can
investigate the failure by reviewing the log files. One log file is generated per host.
Figure 6-3 displays a sample output of the command.
Figure 6-7 Output of emcli get_add_host_status
Alternatively, to know where the Management Agent log files are located, see
Overview of the Installation and Configuration Log Files in the Oracle Enterprise
Manager Cloud Control Advanced Installation and Configuration Guide.
Run the list_add_host_sessions verb to view the details or track the progress
of all the Add Host sessions:
Installing Management Agents Using Agent Gold Images
6-70 Oracle Enterprise Manager Cloud Control Basic Installation Guide

$<ORACLE_HOME>/bin/emcli list_add_host_sessions
[-host_name]
[-session_name]
[-match_all]
[-noheader]
[-script | -format]
For example, $<ORACLE_HOME>/bin/emcli list_add_host_sessions -
host_name=example.com
This example displays all the Add Host sessions that the host example.com was a
part of.
To view more information on the syntax and the usage of the
get_add_host_status and the list_add_host_sessions verb, run the
following commands:
$<ORACLE_HOME>/bin/emcli help get_add_host_status
$<ORACLE_HOME>/bin/emcli help list_add_host_sessions
8. If the output of the get_add_host_status EM CLI verb mentions that a
particular installation phase has failed or has a warning, do one of the following:
• Fix the problem by reviewing the error description carefully, understanding its
cause, and taking action as recommended by Oracle.
– You can retry the deployment of Management Agents with the same
installation details.
To do so using EM CLI, use the retry_add_host verb, with the -
retry_using_same_inputs option:
$<ORACLE_HOME>/bin/emcli retry_add_host
-session_name
-retry_using_same_inputs
[-wait_for_completion]
Note that the parameters mentioned in [ ] are optional.
For example, $<ORACLE_HOME>/bin/emcli retry_add_host -
session_name='ADD_HOST_SYSMAN_Apr_21_2013_8:02:28_AM_PS
T' -retry_using_same_inputs
– You can retry the deployment of Management Agents with modified
installation details.
To do so using EM CLI, use the retry_add_host verb, with the -
update_inputs_and_retry option:
$<ORACLE_HOME>/bin/emcli retry_add_host
-session_name="session_name"
-retry_using_same_inputs | -update_inputs_and_retry"
[-host_names="Host names"]
[-platform="Platform id"]
[-installation_base_directory="Installation base directory"]
[-credential_name="Credential Name"]
[-credential_owner="Credential Owner"]
[-instance_directory="Instance directory"]
[-port="Agent port"]
[-deployment_type="Type of agent deployment"]
[-privilege_delegation_setting="Privilege delegation setting"]
[-additional_parameters="parameter1 parameter2 ..."]
Installing Management Agents Using Agent Gold Images
Installing Oracle Management Agents 6-71

[-source_agent="Source agent"]
[-master_agent="Master agent"]
[-preinstallation_script="Preinstallation script"]
[-preinstallation_script_on_oms]
[-preinstallation_script_run_as_root]
[-postinstallation_script="Postinstallation script"]
[-postinstallation_script_on_oms]
[-postinstallation_script_run_as_root]
[-configure_hybrid_cloud_agent]
[-hybrid_cloud_gateway_agent="Hybrid Cloud Gateway Agent"]
[-hybrid_cloud_gateway_proxy_port="Hybrid Cloud Gateway Proxy
Port"]
[-wait_for_completion]
Note that the parameters mentioned in [ ] are optional.
For example, $<ORACLE_HOME>/bin/emcli retry_add_host -
session_name='ADD_HOST_SYSMAN_Apr_21_2013_8:02:28_AM_PS
T' -update_inputs_and_retry -credential_name=oracle2
This example retries the deployment of Management Agents for the
ADD_HOST_SYSMAN_Apr_21_2013_8:02:28_AM_PST Add Host
session, using the oracle2 named credential.
To view more information on the syntax and the usage of the
retry_add_host verb, run the following command:
$<ORACLE_HOME>/bin/emcli help retry_add_host
• Ignore the warning or failure, and continue with the session if you prefer.
– You can choose to proceed with the deployment of Management Agents
only on those remote hosts that have successfully cleared the checks, and
you can ignore the ones that have Warning or Failed status.
To do so using EM CLI, use the continue_add_host verb, with the -
continue_ignoring_failed_hosts option:
$<ORACLE_HOME>/bin/emcli continue_add_host
-session_name
-continue_ignoring_failed_hosts
[-wait_for_completion]
Note that the parameters mentioned in [ ] are optional.
For example, $<ORACLE_HOME>/bin/emcli continue_add_host -
session_name='ADD_HOST_SYSMAN_Apr_21_2013_8:02:28_AM_PS
T' -continue_ignoring_failed_hosts
– You can choose to proceed with the deployment of Management Agents
on all the hosts, including the ones that have Warning or Failed status.
Note that choosing this option will ignore the prerequisites in order to
allow the Management Agent installation to proceed. If you want to
proceed with this option, you must ensure that all the prerequisites are
met through manual methods. The practice of ignoring prerequisite checks
must be done only with the help of Oracle Support, or with a clear
understanding of the impact of bypassing these checks.
To do so using EM CLI, use the continue_add_host verb, with the -
continue_all_hosts option:
Installing Management Agents Using Agent Gold Images
6-72 Oracle Enterprise Manager Cloud Control Basic Installation Guide

$<ORACLE_HOME>/bin/emcli continue_add_host
-session_name
-continue_all_hosts
[-wait_for_completion]
Note that the parameters mentioned in [ ] are optional.
For example, $<ORACLE_HOME>/bin/emcli continue_add_host -
session_name='ADD_HOST_SYSMAN_Apr_21_2013_8:02:28_AM_PS
T' -continue_all_hosts
To view more information on the syntax and the usage of the
continue_add_host verb, run the following command:
$<ORACLE_HOME>/bin/emcli help continue_add_host
Note:
For more information on how to use the EM CLI verbs mentioned in this
section, refer EMCLI Overview and Concepts in the Oracle Enterprise Manager
Command Line Interface.
6.3 Troubleshooting Management Agents
This section provides tips to issues that you may encounter when installing or
working with management agents. In particular, this section covers the following:
•Troubleshooting Management Agent Crashes That Occur Due to
java.lang.OutOfMemoryError Errors
6.3.1 Troubleshooting Management Agent Crashes That Occur Due to
java.lang.OutOfMemoryError Errors
There is a chance that agents may crash due to an eventual increase in the number of
targets per agent. Therefore, if there is a likelihood of future additional targets in the
agent infrastructure, it is advisable to increase the Java heap size manually soon after
the agent installation.
To increase the heap size manually, follow these steps:
1. Stop the agent.
2. Carry out a backup of the following file:
AGENT_INST_HOME/sysman/config/emd.properties
3. Open the same file and change agentJavaDefines=-Xmx128M -
XX:MaxPermSize=96M to agentJavaDefines=-Xmx[New Heap Size]M -
XX:MaxPermSize=96M.
4. Start the agent.
Troubleshooting Management Agents
Installing Oracle Management Agents 6-73

Troubleshooting Management Agents
6-74 Cloud Control Basic Installation Guide

7
Adding Additional Oracle Management
Services
This chapter describes how you can install an additional Oracle Management Service
(OMS) to your existing Enterprise Manager Cloud Control environment. In particular,
this chapter covers the following:
•Introduction to Adding an Additional Oracle Management Service
•Before You Begin Adding an Additional Oracle Management Service
•Prerequisites for Adding an Additional Oracle Management Service
•Adding an Additional Oracle Management Service
•Performing Postinstallation Tasks After Adding an Additional Oracle
Management Service
Note:
This chapter describes how you can install an additional OMS in interactive,
graphical mode. If you want to perform the same operation in silent way, see
Installing Additional Oracle Management Services in Silent Mode in the Oracle
Enterprise Manager Cloud Control Advanced Installation and Configuration Guide.
Note:
On the source OMS, if you have deployed additional plug-ins that were not
part of the Enterprise Manager software (DVD, or downloaded software), then
see What is a Deployment Size for Enterprise Manager Cloud Control in an
Advanced Configuration? in the Oracle Enterprise Manager Cloud Control
Advanced Installation and Configuration Guide.
WARNING:
Do not install Enterprise Manager Cloud Control 13c on servers of SPARC
series: T1000, T2000, T5xx0, and T3-*. For more information, see My Oracle
Support note 1590556.1.
7.1 Introduction to Adding an Additional Oracle Management Service
Oracle Management Service (OMS) is one of the core components of Enterprise
Manager Cloud Control that orchestrates with Oracle Management Agents
Adding Additional Oracle Management Services 7-1

(Management Agents) and plug-ins to discover targets, monitor and manage them,
and store the collected information in a repository for future reference and analysis.
When you install Enterprise Manager for the very first time, by default, the installer
installs one OMS along with one Management Agent. While this default configuration
suits smaller environments, typically in larger production environments, you may
have the need to install additional OMS instances to help reduce the load on a single
OMS and improve the efficiency of the data flow.
Note:
You can have multiple OMS instances and still connect to just one Oracle
Management Repository (Management Repository).
The Add Management Service deployment procedure helps you meet such high-
availability requirements. The deployment procedure offers a wizard that enables you
to install an additional Oracle Management Service 13c by cloning an existing OMS
that is running on an AdminServer host. The entire Middleware home of the source
OMS is cloned to the destination host. For information about the contents of the
Middleware home of an OMS, see Introduction to Installing an Enterprise Manager
System.
Note:
If you are cloning the OMS from a complete Enterprise Manager installation,
then the Management Agent that was installed with the Enterprise Manager
system is not cloned to the destination host.
7.2 Before You Begin Adding an Additional Oracle Management Service
Before you begin adding an additional Oracle Management Service (OMS), keep these
points in mind:
• You can clone only an existing, running Oracle Management Service 13c that is
associated with an AdminServer host. The patches applied on the source OMS are
automatically carried over to the cloned instance.
• You can clone only one OMS at a time and to only one destination host at a time.
If you want to add multiple OMS instances, then you must repeat the installation
procedure on each host.
• You can clone only when the source host and the destination host are running on
the same operating system and architecture. For example, if the source host is a
Linux 32-bit host, then the destination host must also be a Linux 32-bit host.
Similarly, if the source host is a Linux 64-bit host, then the destination host must
also be a Linux 64-bit host.
• All general purpose file systems, including OCFS2 and ACFS, are acceptable for
storing Enterprise Manager Cloud Control 13c software binaries and OMS
instance home files (configuration files in gc_inst). However, OCFS is not
considered a general purpose file system, and therefore is not considered
acceptable for this use.
Before You Begin Adding an Additional Oracle Management Service
7-2 Oracle Enterprise Manager Cloud Control Basic Installation Guide

• If you are installing on an NFS-mounted drive and creating the OMS instance base
directory (gc_inst) on that NFS-mounted drive, then after you install, move the
lock files from the NFS-mounted drive to a local file system location. Modify the
lock file location in the httpd.conf file to map to a location on a local file system.
For instructions, see Performing Postinstallation Tasks After Adding an
Additional Oracle Management Service.
• You can find the OMS and Management Agent entries in the /etc/
oragchomelist file for all UNIX platforms except HPia64 and Solaris Sparc.
On HPia64 and Solaris Sparc platforms, the entries are present in /var/opt/
oracle/oragchomelist.
• Oracle BI Publisher that is installed and configured on the first OMS is
automatically carried over to the additional OMS. However, as a prerequisite for
installing an additional OMS, you must ensure that the Oracle BI Publisher
installed on the first OMS is configured with a shared storage location for cluster
volume and configuration volume. If a shared storage location is configured, then
the same shared location is used by the additional OMs as well. Otherwise, you
must configure a shared storage location first and then proceed with installing an
additional OMS.
On Microsoft Windows, Oracle BI Publisher is not available on additional OMS
instances.
• Starting with 13c Release 2, as part of the Oracle Fusion Middleware Plug-in
deployment, one Java Virtual Machine Diagnostics (JVMD) Engine is installed by
default on the first OMS. Therefore, when you install an additional OMS using the
first OMS as the source, you receive one JVMD Engine by default with the
additional OMS as well.
• Do not discover any Oracle ZFS Storage Appliance target in 13c environment.
7.3 Prerequisites for Adding an Additional Oracle Management Service
Table 7-1 lists the prerequisites you must meet before adding an additional Oracle
Management Service (OMS).
Table 7-1 Prerequisites for Adding an Additional Oracle Management Service
Requirement Description
Hardware Requirements Ensure that you meet the hard disk space and physical
memory requirements as described in Hardware
Requirements for Enterprise Manager Cloud Control.
Prerequisites for Adding an Additional Oracle Management Service
Adding Additional Oracle Management Services 7-3

Table 7-1 (Cont.) Prerequisites for Adding an Additional Oracle Management
Service
Requirement Description
Operating System Requirements • Ensure that you install Enterprise Manager Cloud
Control only on certified operating systems as
mentioned in the Enterprise Manager certification
matrix available on My Oracle Support.
To access the Enterprise Manager certification
matrix, follow the steps outlined in Accessing the
Enterprise Manager Certification Matrix.
For information about platforms receiving future
support, refer to My Oracle Support note 793512.1.
Note: Solaris zones are not supported.
• Ensure that the destination host (that is, the host
on which you are installing an additional OMS) is
running on the same operating system as that of
the source host (that is, the host from where you
are cloning the first OMS).
Note: If you use Oracle Solaris 10, then ensure that
you have update 10 or higher installed. To verify
whether it is installed, run the following
command:
cat /etc/release
You should see the output similar to the
following. Here, s10s_u10 indicates that update
10 is already installed.
Oracle Solaris 10 8/11
s10s_u10wos_17b SPARC
Package, Kernel Parameter, and
Library Requirements
Ensure that you install all operating system-specific
packages, kernel parameters, and libraries as described
in Package, Kernel Parameter, and Library
Requirements for Enterprise Manager Cloud Control.
Operating System Groups and
Users Requirements
Ensure that you create the required operating system
groups and users as described in Creating Operating
System Groups and Users for Enterprise Manager
Cloud Control.
Prerequisites for Adding an Additional Oracle Management Service
7-4 Oracle Enterprise Manager Cloud Control Basic Installation Guide

Table 7-1 (Cont.) Prerequisites for Adding an Additional Oracle Management
Service
Requirement Description
NFS Mount Point Location
Requirements
• If you are planning to install on an NFS-shared
location, then do the following:
– Ensure that root squash is enabled with
execute permission on that host where you
want to perform the installation.
– Ensure that the Access Control List
processing is disabled for the NFS mount
point. In other words, the mount point must
be defined with the noacl option in
the /etc/fstab file. Otherwise, the
installation can fail.
To verify this, run the following command as
the install user to check the contents of
the /etc/fstab file. Verify if the mount
point on which you plan to install Enterprise
Manager has the noacl option set.
cat /etc/fstab
For example, in the following output, the
mount point /u01/app/share1 has the
noacl option set. In this case, you are ready
to proceed with the installation.
nas.example.com:/export/
share1 /u01/app/share1 nfs
rw,bg,rsize=32768,wsize=32768,har
d,nointr,tcp,noacl,vers=3,timeo=6
00 0 0
If you do not have the noacl option set, then
contact your System Administrator to make
the required changes in the /etc/fstab file.
• If you are planning to install on an NFS-shared
middleware location, and if that location is
mounted with the option concurrent I/O (CIO),
which allows multiple reads and writes to a file at
the same time, then the installation will fail
reporting linking errors.
If you verify the mounted file system, you will see
the following CIO option enabled.
node mounted mounted over vfs date
options
/dev/host1 /host1/oracle jfs2 Feb 14
18:20 rw,cio,log=/dev/xd891loglv
If you have the CIO option enabled, then unmount
the drive, disable the CIO option, and then re-
mount the drive.
Existing Oracle Management
Service Requirements
Ensure that Oracle Management Service 13c is already
installed and is available for cloning. Also ensure that
the AdminServer on which the OMS is configured is up
and running. Also ensure that it is not installed on a
symlink. Installing in such a location may impact
lifecycle operations such as patching and scaling out.
Prerequisites for Adding an Additional Oracle Management Service
Adding Additional Oracle Management Services 7-5

Table 7-1 (Cont.) Prerequisites for Adding an Additional Oracle Management
Service
Requirement Description
Existing Oracle Management
Service Backup Requirements
Ensure that regular back-ups are scheduled for the
existing Oracle Management Service 13c that you want
to clone.
Existing High Availability
Configuration Requirements
Ensure that you have met all Oracle-recommended
high availability requirements in your environment.
For more information, see Discovering and Adding Single
Instance High Availability Service Targets in the Oracle
Enterprise Manager Cloud Control Administrator's Guide.
Prerequisites for Adding an Additional Oracle Management Service
7-6 Oracle Enterprise Manager Cloud Control Basic Installation Guide

Table 7-1 (Cont.) Prerequisites for Adding an Additional Oracle Management
Service
Requirement Description
Shared Storage Location
Requirements
(For UNIX Only) Ensure that Oracle BI Publisher
installed on the first OMS is configured with a shared
storage location for cluster volume and configuration
volume. Ensure that the shared storage location is
mounted and is visible on the host where you are
about to install the additional OMS.
The shared storage location is required for storing
report catalogs and associated management
information for not only the first OMS but also for the
additional OMS instances.
If Oracle BI Publisher installed on the firs OMS is not
configured with a shared storage location, then
configure one now.
• Create a shared directory on any server, and
ensure that it is mounted and made visible on the
host where your first OMS is running and also on
other hosts where you plan to install additional
OMS instances.
For the configuration to be successful, you can
reserve approximately 400 MB of hard disk space
for the shared directory. However, Oracle
recommends that you scale it to at least 10 GB
eventually, and ensure that it can be extended
further in the future because the space utilization
increases over a period of time as you install
additional plug-ins and create more reports.
• Configure the shared storage location by running
the following command. Provide the path to the
shared storage location you just created. Ensure
that the shared location you provide is owned by
the user account that was used for installing the
first OMS. Also ensure that the user account has
read and write permission to the shared location.
You will be prompted for administrator user
account password and SYSMAN account
password.
emctl config oms -bip_shared_storage
-cluster_volume <shared_location> -
config_volume <shared_location>
For example,
emctl config oms -bip_shared_storage
-cluster_volume /scratch/aime/
examplehost/BIP/cluster -
config_volume /scratch/aime/
examplehost/BIP/config
Prerequisites for Adding an Additional Oracle Management Service
Adding Additional Oracle Management Services 7-7

Table 7-1 (Cont.) Prerequisites for Adding an Additional Oracle Management
Service
Requirement Description
Existing Oracle Management Agent
Requirements
Ensure that the destination host already has a
Management Agent installed, and ensure that it is up
and running.
• If this OMS is being installed using an alias host
name, ensure the Management Agent was
installed using the alias host name.
• If this Management Agent was manually installed
on the destination host, then ensure that the
installation was completed by running the
root.sh script. Otherwise, the Add Management
Service deployment procedure will not be able to
run some scripts that require root permission.
Processes Parameter Value
Requirement
Check the number of OMS instances already installed
in your environment, check the Processes parameter
value that is required for the current deployment size
(SMALL, MEDIUM, or LARGE), and set the
Processes parameter in the Management Repository
to a value that is appropriate for the additional OMS
you are now installing.
Typically, the parameter value to be set is computed in
the following manner:
(Current OMS Count + 1) x Processes Parameter Value
Per OMS for the Current Deployment Size
To check the number of OMS instances currently
available in your environment, run the following
query:
SELECT count(*) AS count FROM gc_oms_info
To check the Processes parameter value required
per OMS for your deployment size, see the small
configuration, medium configuration, and large
configuration sections of the Oracle Enterprise Manager
Cloud Control Advanced Installation and Configuration
Guide.
For example, if you have one OMS in your
environment, and if the deployment size is SMALL,
then the Processes parameter value to be set is
computed this way: (1 + 1) x 300 = 600.
Prerequisites for Adding an Additional Oracle Management Service
7-8 Oracle Enterprise Manager Cloud Control Basic Installation Guide

Table 7-1 (Cont.) Prerequisites for Adding an Additional Oracle Management
Service
Requirement Description
Status of Oracle Configuration
Manager
(Only for Microsoft Windows) In the existing OMS, if
Oracle Configuration Manager is configured, then
make sure it is stopped from both the OMS home and
the Web Tier home by following these steps.
1. Set the environment variable
ORACLE_CONFIG_HOME to the following location:
$<OMS_INSTANCE_HOME>/em/EMGC_OMS1
For example,
set ORACLE_CONFIG_HOME=C:
\win0224\emgc\gc_inst\em\EMGC_OMS1
2. Navigate to the following location:
$<ORACLE_HOME>/oracle_common/ccr/bin
3. Stop OCM by running the following script:
emCCR.bat stop
4. Set the environment variable
ORACLE_CONFIG_HOME to the following location:
$<OMS_INSTANCE_HOME>/WebTierIH1
For example,
set ORACLE_CONFIG_HOME=C:
\win0224\emgc\gc_inst\WebTierIH1
5. Navigate to the following location:
$<ORACLE_HOME>/Oracle_WT/ccr/bin
6. Stop OCM by running the following script:
emCCR.bat stop
Temporary Stage Directory Space
Requirements on Source and
Destination Hosts
Ensure that you have 10 GB of space on the source as
well as the destination host for creating a temporary
stage directory.
The temporary directory created by default is
ADD_MANAGEMENT_SERVICE_<TimeStamp>.
The temporary stage directory on the source host is
used for temporarily staging the files related to backup
or cloning steps of the deployment procedure. The
temporary stage directory on the destination host is
used for temporarily staging the cloned image and
other related files.
Shared Directory Space
Requirements
If you choose to transfer the software and
configuration files to a central, shared location, then
ensure that you have 4 GB of space for that shared
directory.
Prerequisites for Adding an Additional Oracle Management Service
Adding Additional Oracle Management Services 7-9

Table 7-1 (Cont.) Prerequisites for Adding an Additional Oracle Management
Service
Requirement Description
Middleware home Location
Requirement
On the destination host, an Oracle home (absolute
path) identical to the one on the source host is created,
and then, the source OMS is cloned to that location.
Ensure that this Oracle home does not already exist on
the destination host.
For example, if the Oracle home on the source host
is /u01/software/em13c/oraclehome/, ensure
that the same path does not already exist on the
destination host.
Oracle Management Service
Instance Base Location Space
Requirements
Ensure that you have 1 GB of space on the destination
host for the Oracle Management Service Instance Base
directory where the configuration files of the OMS will
be created.
Management Agent Installation
Status Requirements
(Only for Microsoft Windows) If the installation of a
Management Agent using the Add Host Targets
Wizard is in progress on the source OMS, then ensure
that it is completed before you start cloning the OMS.
To verify whether a Management Agent installation
using the Add Host Targets Wizard is in progress,
search for .lck files in the Oracle home. Presence of
such files indicates that there are installation operations
in progress.
$<ORACLE_HOME>/sysman/prov/agentpush/
Server Load Balancer Requirements • Ensure that you have installed a Server Load
Balancer (SLB) in your network and configured it
to work with the first OMS. All Management
Agents communicating with the first OMS must
be uploading data only through this SLB.
If you have not configured the SLB yet to work
with the first OMS, then configure it now. For
information about configuring an SLB, see
Configuring an SLB in the Oracle Enterprise Manager
Cloud Control Administrator's Guide.
• In order to configure your OMS instances in an
active/active configuration behind an SLB, your
SLB must meet the following requirements:
(a) Supports multiple virtual server ports -
Enterprise Manager typically requires that up to 4
ports are configured on the SLB (Secure Upload,
Agent Registration, Secure Console, Unsecure
Console).
(b) Supports persistence - HTTP and HTTPS traffic
between the browser and the OMS requires
persistence.
(c) Supports application monitoring - The SLB
must be capable of monitoring the health of the
OMS instances and detecting failures, so that
requests will not be routed to OMSes that are not
available.
Prerequisites for Adding an Additional Oracle Management Service
7-10 Oracle Enterprise Manager Cloud Control Basic Installation Guide

Table 7-1 (Cont.) Prerequisites for Adding an Additional Oracle Management
Service
Requirement Description
SLB Pools and Their Association
with the First OMS
On the SLB, using its administration console, create the
following SLB pools and add the first OMS host to
them:
• Secure Upload Pool (add the host using the port
configured for the Secure Upload service)
• Agent Registration Pool (add the host using the port
configured for the Agent Registration service)
• Secure Console Pool (add the host using the port
configured for the Secured Console service)
• (Optional) Unsecure Console Pool (add the host
using the port configured for the Unsecured Console
service)
Virtual Servers and Their
Association with the SLB Pools
On the SLB, using its administration console, create the
following virtual servers and associate them with the
SLB pools.
• Secure Upload Virtual Server with port 1159
(associate it with Secure Upload Pool)
• Agent Virtual Server with port 4889 (associate it
with Agent Registration Pool)
• Secure Console Virtual Server with port 7788
(associate it with Secure Console Pool)
• (Optional) Unsecure Console Virtual Server with
port 80 (associate it with Unsecure Console Pool)
For instructions, see Oracle Enterprise Manager Cloud
Control Administrator's Guide.
SLB Monitors and Their Association
with the First OMS
On the SLB, using its administration console, create the
following SLB monitors and associate the first OMS
host with them:
• Secure Upload Monitor (associate the host using the
port configured for the Secure Upload service)
• Agent Registration Monitor (associate the host using
the port configured for the Agent Registration service)
• Secure Console Monitor (associate the host using the
port configured for the Secured Console service)
• (Optional) Unsecure Console Monitor (associate the
host using the port configured for the Unsecured
Console service)
Software Library Accessibility
Requirements
Ensure that the directories where you have configured
the Software Library are accessible (read/write) from
the destination hosts.
If you have configured an OMS Shared Storage
location to use a local file system path, then you must
migrate this location to another OMS Shared Storage
location that uses a shared file system path. For
instructions, see Configuring a Software Library in the
Oracle Enterprise Manager Cloud Control Administrator's
Guide.
Prerequisites for Adding an Additional Oracle Management Service
Adding Additional Oracle Management Services 7-11

Table 7-1 (Cont.) Prerequisites for Adding an Additional Oracle Management
Service
Requirement Description
Installing User Requirements Ensure that you meet the following requirements:
• (For UNIX only) The installation must NOT be run
by a root user.
• (For Microsoft Windows only) User must be part
of the ORA-DBA group and have administrator
permissions.
• (For Microsoft Windows only) User must belong
to the DBA group, and have permissions to
perform the following: Act as part of the operating
system, Create a token object, Log on as a batch
job, and Adjust memory quotas for a process.
To verify whether the agent user has these rights,
from the Start menu, click Settings and then select
Control Panel. From the Control Panel window,
select Administrative Tools, and from the
Administrative Tools window, select Local
Security Settings. In the Local Security Settings
window, from the tree structure, expand Local
Policies, and then expand User Rights
Assignment.
Permission Requirements Ensure that you are able to access and read/write in
the following locations:
• Oracle Middleware home
Oracle Middleware home is a directory on the
source host that contains the OMS you are
cloning, the Oracle WebLogic Server home, the
Web tier instance files, and so on.
• Oracle Management Service Instance Base location
Oracle Management Service Instance Base is a
directory on the source host that contains
configuration files related to the OMS. The
instance base is typically under the parent
directory of the Middleware home.
• Source Staging location
Source staging location is a location on the source
host that is used for staging the cloned ZIP files
before copying them to the destination host.
• Destination Staging location
Destination staging location is a location on the
destination host that is used for staging the cloned
ZIP files when they are copied over from the
source host.
• Temporary directory on the source host where the
executables will be copied. For example, /tmp or
c:\Temp.
Prerequisites for Adding an Additional Oracle Management Service
7-12 Oracle Enterprise Manager Cloud Control Basic Installation Guide

Table 7-1 (Cont.) Prerequisites for Adding an Additional Oracle Management
Service
Requirement Description
Proximity Requirements Ensure that the host on which the OMS is being
installed and the host on which the Management
Repository is being configured are located in close
proximity to each other. Ideally, the round trip
network latency between the two should be less than 1
millisecond.
Firewall Requirements If you have a firewall in your environment, see
Configuring Enterprise Manager for Firewalls in the Oracle
Enterprise Manager Cloud Control Advanced Installation
and Configuration Guide.
Unique Host Name and Static IP
Address Requirements
Ensure that you check the network configuration to
verify that the host on which you are installing resolves
to a unique host name and a static IP address that are
visible to other hosts in the network.
Note: Oracle recommends that you use static IP
address. If you use dynamic IP address, and if the host
is rebooted, then the host might receive a new IP, and
as a result, the OMS startup will fail.
Central Inventory Requirements • Ensure that you allocate 100 MB of space for the
central inventory directory.
• For a typical non-HA environment, the Central
Inventory (oraInventory) can be in a shared or
non-shared location. If you use a shared location,
then ensure that only one shared location is
maintained per host, and no two hosts update the
same shared location. One inventory file is meant
only for one host, so it must not be shared and
edited by other hosts. When you use the /etc/
oraInst.loc file, ensure that the inventory location
specified there is not pointing to such a location. If
you have configured a shared location that is
common for two or more hosts, then switch over
to a non-shared location.
• For a typical HA environment with primary and
standby disaster recovery sites using storage
replication and alias host names, the Central
Inventory (oraInventory) for software
installed on the shared storage using the alias host
name should be located in a shared location that is
common between the OMS host in the primary
site and the OMS host in the standby site. This
shared location should be located on the
replicated storage so that the oraInventory can
be accessed from the active site for software
maintenance activities.
Prerequisites for Adding an Additional Oracle Management Service
Adding Additional Oracle Management Services 7-13

Table 7-1 (Cont.) Prerequisites for Adding an Additional Oracle Management
Service
Requirement Description
UMASK Value Requirements Ensure that you set the default file mode creation mask
(umask) to 022 in the shell startup file.
For example:
•Bash Shell
$ . ./.bash_profile
•Bourne or Korn Shell
$ . ./.profile
•C Shell
% source ./.login
File Descriptor Requirements • Ensure that the maximum user process limit is set
to greater than 13312.
To verify the current value set, run the following
command:
ulimit -u
If the current value is not 13312 or greater, then
contact your system administrator to set it to at
least 13312.
• Ensure that you set the soft limit of file descriptor
to a minimum of 4096 and hard limit less then or
equal to 16384.
To verify the current value set, run the following
commands:
For Soft Limit:
/bin/sh -c "ulimit -n"
For Hard Limit:
/bin/sh -c "ulimit -Hn"
If the current value is not 4096 or greater, then as a
root user, update the /etc/security/
limits.conf file with the following entries:
<UID> soft nofile 4096
<UID> hard nofile 16384
Prerequisites for Adding an Additional Oracle Management Service
7-14 Oracle Enterprise Manager Cloud Control Basic Installation Guide

Table 7-1 (Cont.) Prerequisites for Adding an Additional Oracle Management
Service
Requirement Description
Host File Requirements Ensure that the host name specified in the /etc/
hosts file is unique, and ensure that it maps to the
correct IP address of the host.
Ensure that localhost is pingable and resolves to
127.0.0.1 (or resolves to ::1 for IPv6 hosts).
The following is the recommended format of
the /etc/hosts file:
<ip> <fully_qualified_host_name>
<short_host_name>
For example,
127.0.0.1 localhost.localdomain localhost
172.16.0.0 myhost.example.com myhost
According to RFC 952, the following are the
assumptions: A name (Net, Host, Gateway, or Domain
name) is a text string up to 24 characters drawn from
the alphabet (A-Z), digits (0-9), minus sign (-), and
period (.). Note that periods are only allowed when
they serve to delimit components of domain style names.
No blank or space characters are permitted as part of a
name. No distinction is made between upper and
lower case. The first character must be an alpha
character.
Also, if DNS server is configured in your environment,
then you should be able to use DNS to resolve the
name of the host on which you want to install the
OMS.
For example, all these commands must return the same
output:
nslookup myhost
nslookup myhost.example.com
nslookup 172.16.0.0
If alias host names are implemented in /etc/hosts,
then it is not necessary to be able to use DNS to resolve
the alias host name on which you want to install the
OMS.
Prerequisites for Adding an Additional Oracle Management Service
Adding Additional Oracle Management Services 7-15

Table 7-1 (Cont.) Prerequisites for Adding an Additional Oracle Management
Service
Requirement Description
Browser Requirements • Ensure that you use a certified browser as
mentioned in the Enterprise Manager certification
matrix available on My Oracle Support.
To access the Enterprise Manager certification
matrix, follow the steps outlined in Accessing the
Enterprise Manager Certification Matrix.
• If you use Microsoft Internet Explorer 8 or higher,
do the following:
– Turn off the compatibility view mode. To do
so, in Microsoft Internet Explorer, from the
Tools menu, click Compatibility View to
disable it if it is enabled. Also, click
Compatibility View Settings and deregister
the Enterprise Manager Cloud Control
console URL.
–Enable XMLHTTP. To do so, from the Tools
menu, click Internet Options. Click the
Advanced tab, and under the Security
heading, select Enable native XMLHTTP
support to enable it.
7.4 Adding an Additional Oracle Management Service
To add an additional Oracle Management Service (OMS), follow these steps:
1. From the Enterprise menu, select Provisioning and Patching, then select
Procedure Library.
2. On the Deployment Procedure Manager page, in the Procedure Library tab, from
the table, select Add Oracle Management Service, and then, click Launch.
3. On the Getting Started page, complete the preinstallation tasks listed there. Once
you are done, select each of the tasks you have completed, and then, click Next.
4. On the Select Destination page, do the following:
a. For Destination Host, select or enter the name of the managed host (a host
managed by the first OMS using a Management Agent) on which you want to
install the additional OMS.
For example, myhost.example.com
Note:
Do NOT enter the IP address of the managed host. Enter a fully qualified
domain name that is registered in the DNS and is accessible from other
network hosts, or enter an alias host name that is defined in the /etc/hosts
file on all the OMS instances at this site.
b. For Destination Instance Base Location, accept the default location to the
OMS instance base directory or enter the absolute path to another location of
Adding an Additional Oracle Management Service
7-16 Oracle Enterprise Manager Cloud Control Basic Installation Guide

your choice where OMS-related configuration files can be stored. As a best
practice, this directory path should be the same as the directory path on the
first OMS. Ensure that this directory has 100 MB of space. Also ensure that the
directories and subdirectories you mention in the path already exist.
For example, /apps/john/oracle/prod
c. In the Source Credentials section and in the Destination Credentials section,
select the credential type you want to use for accessing the source host. For
more information, see Selecting Credentials.
d. Click Next.
5. On the Options page, do the following:
a. In the File Transfer Option section, select a suitable protocol to transfer the
cloned ZIP files to a staging location. FTP is the default transfer mode.
If you want to transfer the files to a shared, NFS-mounted network location,
then you can select Shared Directory, and enter the absolute path to the
shared location. Ensure that this shared directory has read/write access from
source and destination hosts, and has 4 GB of space.
For example, /net/myhost.example.com/scratch/john
Adding an Additional Oracle Management Service
Adding Additional Oracle Management Services 7-17

Note:
• If you have an SFTP set up, then select FTP as the file transfer mode.
• If you choose to use a shared location as the file transfer mode, then
ensure that the shared location has read/write permission and is
accessible from the source host as well as the destination host.
• If you select FTP, then ensure that FTP software is installed on the source
host as well as the destination host. Also ensure that your temporary
location (/tmp on Unix) has at least 10 GB of space.
•If you select HTTP(S), then ensure that your temporary location (/tmp on
Unix or C:\Temp on Microsoft Windows) has at least 10 GB of space.
This location is used for archiving the software binaries and the
configuration details of the source OMS. The archive is then copied over
to the source staging location, and then transferred to the destination
staging location eventually, as described in the next step.
• If the temporary location required for FTP and HTTP(S) options does not
have 10 GB of space, then either increase the space as required, or provide
another location that has 10 GB of space. To provide another location, do
the following:
i. From the Targets menu, select All Targets.
ii. On the All Targets page, click the name of the Management Agent
that is running on the source OMS host.
iii. On the home page, from the Agent menu, select Properties.
iv. On the Properties page, from the Show list, select Advanced
Properties.
v. In the Add Custom Property section, for the Name field, enter
emStageDir. And for the Value field, enter the absolute path the a
temporary location that has at least 10 GB of space.
b. In the Staging Locations section, for Source Staging, enter a location on the
source host where the cloned ZIP files can be created and placed temporarily.
Ensure that this temporary directory has 10 GB of space.
For example, /myhost.example.com/shared
Similarly, for Destination Staging, enter a location on the destination host
where the cloned ZIP files can be copied to temporarily. Ensure that this
temporary directory has 10 GB of space.
For example, /myhost.example.com/shared
Note:
Once the OMS is installed on the destination host, the cloned ZIP files are
automatically deleted from both the staging locations.
c. In the Destination Ports section, validate the ports displayed by default.
Adding an Additional Oracle Management Service
7-18 Oracle Enterprise Manager Cloud Control Basic Installation Guide

These default ports are based on the ports already assigned and used by the
OMS that you are cloning. Oracle recommends you to use the same ports as
your source OMS so that you have a homogeneous environment.
You can choose to retain the ports displayed by default or enter a custom
port. Ensure that the custom port you enter is within the recommended range
as shown in the Recommended Port Range column. If you want to check the
availability of a custom port, then click Check Ports.
d. Click Next.
6. On the Post Creation Steps page, enter one or more e-mail IDs (separate by a
comma) where the details of the postinstallation tasks to be performed can be
sent, and then, click Next.
For your e-mail to work, you must have already configured the mail server. For
instructions, see Getting Started with Oracle SuperCluster in the Oracle Enterprise
Manager Cloud Control Administrator Guide.
7. On the Review page, review the details and click Finish.
Note:
If the installation fails, particularly in the Install Homes step, then before you
retry installing the OMS, clean up the Oracle home on the destination host
where the installation failed.
7.4.1 Selecting Credentials
You can select one of the following credential types for accessing the source and the
destination hosts:
Table 7-2 Selecting Credential Type
Credential Type Description
Preferred Credential Select this if you want to use the credentials that are already
registered as preferred credentials with Enterprise Manager.
In this case, from the Preferred Credential Name list, select
either Normal Host Credentials or Privileged Host Credentials
depending on the type of preferred credentials you want to use
for accessing the host.
Named Credential Select this if you want to use the credentials of a named profile
created in Enterprise Manager.
In this case, from the Credential Name list, select the profile
whose credentials you want to use.
On selection, you will see the credentials details. For more
information on the credentials associated with the selected
profile, click More Details. If you want to test connecting to the
host with those credentials, click Test.
Adding an Additional Oracle Management Service
Adding Additional Oracle Management Services 7-19

Table 7-2 (Cont.) Selecting Credential Type
Credential Type Description
New Credentials Select this if you want to enter a new set of credentials that will
override the preferred credentials or the named credentials
registered with Enterprise Manager.
In this case, enter the credentials you want to override with.
If you want to register the new set of credentials with Enterprise
Manager, then click Save As, and either accept the default profile
name or enter a custom name for it.
Further, if you want to save them as preferred credentials, then
select Set as Preferred Credentials, and select an option to
indicate whether they should be saved as normal credentials or
privilege credentials.
If you want to test connecting to the host with those credentials,
click Test.
7.5 Performing Postinstallation Tasks After Adding an Additional Oracle
Management Service
After you install the additional OMS, ensure that you do NOT create symlinks in the
middleware home or in any of the homes within the middleware home. Also, follow
these steps:
1. (Applicable only if you had stopped the Oracle Configuration Manager as a prerequisite
on Microsoft Windows) Start Oracle Configuration Manager:
a. Set the environment variable ORACLE_CONFIG_HOME to the following
location:
$<OMS_INSTANCE_HOME>/em/EMGC_OMS1
For example,
set ORACLE_CONFIG_HOME=/u01/software/em13c/gc_inst/em/
EMGC_OMS1
b. Navigate to the following location:
$<ORACLE_HOME>/oracle_common/ccr/bin
For example,
cd /u01/software/em13c/oraclehome/oracle_common/ccr/bin
c. Start OCM by running the following script:
emCCR.bat start
d. Set the environment variable ORACLE_CONFIG_HOME to the following
location:
$<OMS_INSTANCE_HOME>/WebTierIH1
For example,
set ORACLE_CONFIG_HOME=/u01/software/em13c/gc_inst/
WebTierIH1
Performing Postinstallation Tasks After Adding an Additional Oracle Management Service
7-20 Oracle Enterprise Manager Cloud Control Basic Installation Guide

e. Navigate to the following location:
$<ORACLE_HOME>/Oracle_WT/ccr/bin
For example,
cd /u01/software/em13c/oraclehome/Oracle_WT/ccr/bin
f. Start OCM by running the following script:
emCCR.bat start
2. (Optional) If you installed the additional OMS using a source OMS that was
already behind a Server Load Balancer (SLB), then the SLB configuration from the
source OMS is automatically carried over to the newly installed additional OMS.
However, if the source OMS was not behind any SLB, and if you now want the
additional OMS and the source OMS to be configured behind an SLB, then
perform the following steps on the additional OMS as well as the source OMS:
• Using the SLB's administration console, add the additional OMS host to the
following SLB pools:
– Secured Upload Pool (add the host using the port configured for the Secured
Upload service)
–(Optional) Agent Registration Pool (add the host using the port configured for
the Agent Registration service)
– Secure Console Pool (add the host using the port configured for the Secure
Console service)
–(Optional) Unsecure Console Pool (add the host using the port configured for
the Unsecure Console service)
• Using the SLB's administration console, associate the additional OMS host
with the following monitors:
– Secure Upload Monitor (associate the host using the port configured for the
Secure Upload service)
–(Optional) Agent Registration Monitor (associate the host using the port
configured for the Agent Registration service)
– Secure Console Monitor (associate the host using the port configured for the
Secure Console service)
– (Optional) Unsecure Console Monitor (associate the host using the port
configured for the Unsecure Console service)
• Secure the additional OMS and the Management Agent that is installed on the
host where the additional OMS has been installed.
– Secure the additional OMS. After securing it, restart the OMS.
$<ORACLE_HOME>/bin/emctl secure oms -sysman_pwd
<sysman_pwd> -reg_pwd <agent_reg_password> -host
<host_name> -slb_port <slb_upload_port> -
slb_console_port <slb_console_port> -
slb_jvmd_http_port [-console -lock -lock_console]
Performing Postinstallation Tasks After Adding an Additional Oracle Management Service
Adding Additional Oracle Management Services 7-21

Note:
For secure connections (HTTPS) use the -slb_jvmd_https_port option
instead of -slb_jvmd_http_port.
For example,
/u01/software/em13c/oraclehome/bin/emctl secure oms -
sysman_pwd <password> -reg_pwd <password> -host
example.com -secure_port 4904 -slb_port 4900 -
slb_console_port 7788 -slb_jvmd_http_port -console -
lock -lock_console
– Secure the Management Agent.
$<AGENT_INSTANCE_HOME>/bin/emctl secure agent
$AGD_REGISTRATIO_PWD –emdWalletSrcUrl
<emd_wallet_source_url>
For example,
/u01/software/em13c/agentbasedir/agent_inst/bin/emctl
secure agent $AGD_REGISTRATIO_PWD –emdWalletSrcUrl
https://example.com:4900/em
– Confirm the SLB repository URL in the output of the following
command:
$<AGENT_INSTANCE_HOME>/bin/emctl status agent
For example,
//u01/software/em13c/agentbasedir/agent_inst/bin/emctl
status agent
Note:
For information about configuring SLB, see Configuring an SLB in the Oracle
Enterprise Manager Administration Guide.
3. (Only for UNIX Platforms) Run <ORACLE_HOME>/root.sh as a root user on the
destination host.
4. If you installed on an NFS-mounted drive and created the OMS instance base
directory (gc_inst) on that NFS-mounted drive, then move the lock files from
the NFS-mounted drive to a local file system location. To do so, modify the lock
files location in the httpd.conf file to map to a location on a local file system.
a. Stop the OMS:
<ORACLE_HOME>/bin/emctl stop oms
b. Open the following file in the runtime directory:
Note:
Oracle recommends you to take a backup of this file before editing it.
Performing Postinstallation Tasks After Adding an Additional Oracle Management Service
7-22 Oracle Enterprise Manager Cloud Control Basic Installation Guide

<WEBTIER_INSTANCE_HOME>/user_projects/domains/GCDomain/
config/fmwconfig/components/OHS/instances/ohs<#>/
httpd.conf.emctl_secure
For example,
/u01/software/em13c/gc_inst/user_projects/domains/
GCDomain/config/fmwconfig/components/OHS/instances/ohs2/
httpd.conf.emctl_secure
c. Search for sections related to the modules mpm_prefork_module and
mpm_worker_module. In both these sections, modify the value for the
LockFile parameter so that the path leads to a location on the local file
system. If the directory does not already exist, then create it first, and then
provide the path to that directory.
<IfModule mpm_prefork_module>
StartServers 5
MinSpareServers 5
MaxSpareServers 10
MaxClients 150
MaxRequestsPerChild 0
AcceptMutex fcntl
LockFile /u01/em/ohs_locks/http_lock
</IfModule>
....
<IfModule mpm_worker_module>
StartServers 2
MaxClients 150
MinSpareThreads 25
MaxSpareThreads 75
ThreadsPerChild 25
MaxRequestsPerChild 0
AcceptMutex fcntl
LockFile /u01/em/ohs_locks/http_lock
</IfModule>b
d. Save the changes.
e. In the runtime directory, copy the httpd.conf.emctl_secure file to the
httpd.conf file:
cp <WEBTIER_INSTANCE_HOME>/user_projects/domains/
GCDomain/config/fmwconfig/components/OHS/instances/
ohs<#>/httpd.conf.emctl_secure <WEBTIER_INSTANCE_HOME>/
user_projects/domains/GCDomain/config/fmwconfig/
components/OHS/instances/ohs<#>/httpd.conf
For example,
cp /u01/software/em13c/gc_inst/user_projects/domains/
GCDomain/config/fmwconfig/components/OHS/instances/ohs2/
httpd.conf.emctl_secure /u01/software/em13c/gc_inst/
user_projects/domains/GCDomain/config/fmwconfig/
components/OHS/instances/ohs2/httpd.conf
f. Start the OMS:
<ORACLE_HOME>/bin/emctl start oms
5. By default, the following targets get automatically discovered and monitored in
the Enterprise Manager Cloud Control Console:
Performing Postinstallation Tasks After Adding an Additional Oracle Management Service
Adding Additional Oracle Management Services 7-23

• Oracle WebLogic Server, where the additional OMS is deployed
• Oracle Web Tier
• Application deployments, one for the Enterprise Manager Cloud Control
console and one for the platform background services.
• Oracle Management Service
• Oracle Management Agent
• The host on which you installed Enterprise Manager Cloud Control
However, the other targets running on that host and other hosts do not get
automatically discovered and monitored. To monitor the other targets, you need
to add them to Enterprise Manager Cloud Control either using the Auto
Discovery Results page, the Add Targets Manually page, or the discovery wizards
offered for the targets you want to monitor.
For information about discovering targets in Enterprise Manager Cloud Control,
see Discovering and Adding Host and Non-Host Targets in the Oracle Enterprise
Manager Cloud Control Administrator's Guide.
6. An encryption key is generated to encrypt sensitive data in the Management
Repository. If this key is lost, all encrypted data in the Management Repository
becomes unusable. Therefore, back up the Management Service configuration
including the emkey, and maintain the backup on another host.
To back up the Management Service configuration including the emkey, run the
following command:
<ORACLE_HOME>/bin/emctl exportconfig oms -dir
<path_to_backup_location>
7. Before accessing the Enterprise Manager Cloud Control Console in a browser,
install a security certificate from a trusted certification authority on the browser.
This is to ensure that the Enterprise Manager Cloud Control Console that you are
accessing over HTTPS protocol is recognized as a genuine and secure Web site.
For instructions to install a security certificate on your browser and avoid security
certificate alerts, see EMCTL Security Commands in the Oracle Enterprise Manager
Cloud Control Administrator's Guide.
8. (Optional) If you had enabled Oracle BI Publisher on the source OMS, then Oracle
BI Publisher is automatically enabled on the additional OMS as well. On the other
hand, if you had not enabled Oracle BI Publisher on the source OMS, then Oracle
BI Publisher is not enabled on the additional OMS, either, although it is installed
and configured with the shared storage location. Thus, the state of Oracle BI
Publisher is automatically inherited from the source OMS.
• To verify whether or not Oracle BI Publisher is enabled on the source OMS,
run the following command from the bin directory of the Oracle home of the
source OMS.
$<ORACLE_HOME>/bin/emctl status oms -bip_only
For example,
/u01/software/em13c/oraclehome/bin/emctl status oms -
bip_only
Performing Postinstallation Tasks After Adding an Additional Oracle Management Service
7-24 Oracle Enterprise Manager Cloud Control Basic Installation Guide

• To enable Oracle BI Publisher on the additional OMS now, run the following
command from the bin directory of the Oracle home of the additional OMS.
You can run the same command on the source OMS if you want to enable
Oracle BI Publisher on the source OMS as well.
$<ORACLE_HOME>/bin/emctl config oms -enable_bip
For example,
/u01/software/em13c/oraclehome/bin/emctl config oms -
enable_bip
The preceding command only enables Oracle BI Publisher, but does not start
it. To start it, run the following command from the bin directory of the
Oracle home of the OMS.
$<ORACLE_HOME>/bin/emctl start oms -bip_only
For example,
/u01/software/em13c/oraclehome/bin/emctl start oms -
bip_only
Performing Postinstallation Tasks After Adding an Additional Oracle Management Service
Adding Additional Oracle Management Services 7-25

Performing Postinstallation Tasks After Adding an Additional Oracle Management Service
7-26 Cloud Control Basic Installation Guide

8
Installing JVM Diagnostic Agents
This chapter describes how you can install Java Virtual Machine Diagnostics (JVMD)
Agents on monitored WebLogic domains.
In particular, this chapter covers the following:
•Overview of Java Virtual Machine Diagnostics
•Overview of Deploying a JVMD Agent on an Oracle Cloud Target
•Before you Begin Installing JVMD Agents
•Prerequisites for Installing JVMD Agents
•Deploying JVMD Agents on Monitored WebLogic Domains
•After You Install JVMD Agents
8.1 Overview of Java Virtual Machine Diagnostics
Java Virtual Machine Diagnostics (JVMD) is one of the critical functionalities in
Enterprise Manager Cloud Control that enables administrators to diagnose
performance problems in Java applications in the production environment. By
eliminating the need to reproduce problems, it reduces the time required to resolve
these problems, thus improving application availability and performance.
Using JVMD Engine's capabilities, administrators can manage applications effectively
and identify the root cause of performance problems in the production environment
without having to reproduce them in the test or development environment. The JVMD
Engine runs as an Enterprise JavaBeans (EJB) Technology on a WebLogic Server.
The JVMD Agent is deployed on the targeted JVM (the one running a production
WebLogic Server). It collects real-time data and transmits it to the JVM Diagnostics
Engine. This data is stored in the Management Repository, and the collected
information is displayed on Enterprise Manager Cloud Control console for monitoring
purposes. The communication between the JVMD Engine and the JVMD Agent can be
a secure (SSL) or non-secure connection. Enterprise Manager Cloud Control 13.x does
not support JVMD agent backward compatibility. That is, if the OMS is upgraded
from 12.x to 13.x then JVMs with 12.x JVMD agents will cease to be monitored. All 12.x
JVMD agents will have to be undeployed and 13.x JVMD agents will have to be
deployed. It is important to monitor deployment step output (job step output if you
are using bulk deployment or output of doing manual deployment) to determine if
JVM restart is required.
Starting with 13c Release 1, as part of the Oracle Fusion Middleware Plug-in
deployment, one Java Virtual Machine Diagnostics (JVMD) Engine is installed by
default on the OMS. For every additional OMS you deploy, you receive one JVMD
Engine by default with that OMS. While JVMD Engine is installed by default on the
Installing JVM Diagnostic Agents 8-1

OMS host, you will still need JVMD Agents to be manually deployed on the targeted
JVMs.
To install JVMD Agents, use the Setup page that is accessible from within the
Enterprise Manager Cloud Control console. To access this page, from the Setup menu,
select Middleware Management, then select Engines And Agents.
Figure 8-1 displays the Engines And Agents page.
Figure 8-1 Engines And Agents Page
You can use the Engines and Agents page for the following:
• Monitor the availability of all JVMD Engines.
• Access information about JVMD Engines such as the hosts to which the JVMD
Engines are deployed, their current status, the port on which they are running,
their version, and so on.
• Deploy, upgrade, and remove JVMD Agents.
• Know the number of reporting JVMD Agents, and whether they must be
upgraded or not.
8.2 Overview of Deploying a JVMD Agent on an Oracle Cloud Target
You can deploy JVMD Agents on monitored Oracle Cloud targets.
As prerequisites, a Hybrid Cloud Agent must be deployed on the Oracle Cloud target,
and a Hybrid Gateway must be configured in Oracle Cloud. The Hybrid Gateway
forwards communication from the JVMD Agent (deployed in Oracle Cloud) to the
JVMD Engine (deployed on premise, on your OMS host), and from the JVMD Engine
back to the JVMD Agent. A single Hybrid Gateway can be utilized by multiple JVMD
Agents.
For information on how to deploy a JVMD Agent on an Oracle Cloud target, see
Deploying JVMD Agents on Monitored WebLogic Domains.
8.3 Before you Begin Installing JVMD Agents
Before you install JVMD Agents, ensure that the target application server is up and
running.
Overview of Deploying a JVMD Agent on an Oracle Cloud Target
8-2 Oracle Enterprise Manager Cloud Control Basic Installation Guide

8.4 Prerequisites for Installing JVMD Agents
Ensure that you meet the following prerequisites:
• The JDK version required to deploy JVMD Agent is JDK 1.6 or higher.
• The Cloud Control user has the JVM Diagnostics Administrator privilege.
• For information about supported operating systems for JVMD Agents, follow the
instructions outlined in My Oracle Support note 2117445.1.
8.5 Deploying JVMD Agents on Monitored WebLogic Domains
This section describes how to deploy JVMD Agents on monitored WebLogic domains.
For information on how to deploy JVMD Agents on application servers other than
WebLogic Server, see Oracle Enterprise Manager Cloud Control Advanced Installation and
Configuration Guide.
To deploy JVMD Agents on monitored WebLogic domains using the Setup page,
follow these steps:
1. From the Setup menu, select Middleware Management, then select Engines And
Agents.
2. On the Engines And Agents page, under the JVMD Agents section, click Manage
JVMD Agents.
Note:
If there is any configuration issue with JVMD Engine(s), the Manage JVMD
Agents button is disabled.
3. For Operation, ensure that Deploy is selected.
If you select Expand All from the View menu, you can view the target name, target
type, target host, target status, platform, and so on of all the discovered WebLogic
Administration Servers and Managed Servers (part of all discovered WebLogic
domains).
Select the WebLogic Managed Servers on which you want to deploy JVMD Agents.
Click Next.
4. On the Target Credentials page, for each WebLogic domain, specify a value for
Oracle EMAgent Target Host Credentials and Oracle WebLogic Domain
Credentials (corresponding to the Admin server target), and then click Apply.
Note:
In case host and domain preferred credentials are already set for the Admin
server target, they are automatically applied to the domain, and it is not
required to click Apply.
Oracle EMAgent Target Host Credentials are the login credentials for the host on
which the Management Agent, that is used to discover the WebLogic domain's
Prerequisites for Installing JVMD Agents
Installing JVM Diagnostic Agents 8-3

Admin Server, is running. Oracle WebLogic Domain Credentials are the credentials
for the Administration Server of the selected WebLogic domain.
To set the preferred credentials for a WebLogic domain's Admin server (that is, the
preferred EMAgent target host credentials and the preferred Oracle WebLogic
Domain credentials), from the Setup menu, select Security, then select Preferred
Credentials. Select the Oracle Admin Server target type, then click Manage
Preferred Credentials. In the Target Preferred Credentials section, set the preferred
host credentials and the preferred WebLogic administrator credentials for the
required WebLogic Admin server.
Click Next.
5. On the JVMD Agents Configurations page (in the JVMD Agent Configuration
section), do the following:
If you want to deploy JVMD Agents on Oracle Cloud targets, select Configure
Hybrid Cloud Mode, and specify the Hybrid Cloud Proxy Host and Hybrid
Cloud Proxy Port that is configured in Oracle Cloud. When you select Configure
Hybrid Cloud Mode, the value for Available JVMD Engine is automatically set to
Other, as the JVMD Agent connects to the Hybrid Gateway, which in turn connects
to the JVMD Engine.
If you have not selected Configure Hybrid Cloud Mode, then for each WebLogic
domain, a default JVMD Engine is selected for each domain. If necessary, to change
the Engine selected for a domain, select a new Engine from list of Available JVMD
Engine(s) and click Apply. All the JVMD Agents deployed on Managed Servers of
the selected WebLogic domain will report to this JVMD Engine. Alternatively, you
can select Other to connect to a load balancer in case of multiple engines and
manually specify the engine host, port, and protocol details.
In Enterprise Manager Cloud Control 13c, you can deploy multiple JVMD Agents
that connect to JVMD Engines using HTTP or HTTPS. Hence, both the HTTP and
HTTPS URLs for a JVMD Engine are displayed in the Available JVMD Engines
list. However, if you have configured a load balancer in your setup, JVMD Agents
can connect to the load balancer using HTTP or HTTPS, but cannot connect to the
individual JVMD Engines using HTTPS. Hence, if you have configured a load
balancer for your setup, only the HTTP and HTTPS URLs for the load balancer, and
the HTTP URLs for the individual JVMD Engines are displayed in the Available
JVMD Engines list.
If the WebLogic Home and Middleware Home fields are displayed in this section,
specify values for them. The WebLogic Home and Middleware Home fields are
displayed if their values could not be obtained internally.
Also, if the WebLogic Administration Server is behind a firewall or on a virtual
host, the application may not be able to connect to it using the default information.
In this case, you may need to provide additional information in the Advanced
Domain Configuration section. For example, if the WebLogic Administration
Server is on a virtual host, and the application cannot connect to it using the default
host value, you must provide the virtual host IP address for Administration server
host.
Deploying JVMD Agents on Monitored WebLogic Domains
8-4 Oracle Enterprise Manager Cloud Control Basic Installation Guide

Note:
Under Advanced Domain Configuration, you can specify java args that
would be used in the java processes used to deploy JVMD agent. For example,
some of the java args that may be required are:
• Dweblogic.security.SSL.enableJSSE=true
• Dweblogic.security.SSL.protocolVersion=TLS1
• Dweblogic.security.SSL.trustedCAKeyStore=<path to cacert>
Click Next.
6. On the Review page, review all the information, then click Deploy.
A job is created for JVMD Agent deployment. Click the link to view the job
progress. Once the JVMD Agent deployment job is successful, you can verify the
deployment by navigating to the Setup page, and viewing the JVMD Agents
section.
Note:
While deploying a JVMD Agent, if the Deploy HTTPDeployer On Target job step
fails due to an SSL handshake failure, or if you encounter any other error,
refer Oracle Enterprise Manager Cloud Control Advanced Installation Guide.
8.6 After You Install JVMD Agents
After deploying JVMD Agents, you can perform the following sanity checks to verify
if the JVMD Agents were installed on the Managed Servers successfully:
• In Cloud Control, from the Targets menu, select Middleware. On the Middleware
home page, select the domain where the JVMD agents were deployed. On the left
hand pane, from the Target Navigation section, click Java Virtual Machine Pools
to expand the menu. The JVMD targets must appear.
After You Install JVMD Agents
Installing JVM Diagnostic Agents 8-5

Each of the targets corresponds to one of the Managed Servers chosen for JVMD
Agent deployment. All these targets must be up and running.
• Log in to the WebLogic Administration console of the domain where the JVMD
Agents were deployed. The target Managed Servers should have a new
application having the name jamagent or javadiagnostics (depending upon
the type of deployment), and this application should be up and running.
After You Install JVMD Agents
8-6 Oracle Enterprise Manager Cloud Control Basic Installation Guide

9
Setting Up Enterprise Manager Cloud
Control Using the Initial Setup Console
The Initial Setup Console is a GUI-rich console within the Enterprise Manager Cloud
Control Console that can be used as a starting point to set up Enterprise Manager
Cloud Control, track the progress of each setup task you perform, and identify tasks
that are still pending. You can perform all the steps at the same time, or do some now
and the rest later.
The setup steps listed in the Initial Setup Console are also available as separate menu
options, but Oracle recommends that you perform steps using the console as it
provides an overall readiness status in a single view.
Note:
Only a super administrator can access the Initial Setup Console.
This chapter describes how you can use the Initial Setup Console to perform all the
setup tasks. In particular, this chapter covers the following:
•Configuring Oracle Software Library Using the Initial Setup Console to Store
Software Entities
•Configuring Proxies for OMS-to-Management Agent Communication
•Configuring Proxies Using the Initial Setup Console for OMS-My Oracle Support
Communication
•Adding Additional Oracle Management Service Using the Initial Setup Console
•Configuring Outgoing Mail Servers (SMTP Servers) Using the Initial Setup
Console
•Registering My Oracle Support Credentials Using the Initial Setup Console
•Creating Users Using the Initial Setup Console
•Creating Roles Using the Initial Setup Console
9.1 Configuring Oracle Software Library Using the Initial Setup Console to
Store Software Entities
Oracle Software Library (Software Library) is a repository that stores software entities
such as software patches, virtual appliance images, reference gold images, application
software, and their associated directive scripts.
Setting Up Enterprise Manager Cloud Control Using the Initial Setup Console 9-1

You can configure the Software Library while or after installing Enterprise Manager
Cloud Control.
• If you configured the Software Library while installing Enterprise Manager Cloud
Control, then this particular setup task in the Initial Setup Console appears as
complete. In this case, you can move over to the next setup task.
• If you did not configure the Software Library while installing Enterprise Manager
Cloud Control, then this setup task in the Initial Setup Console appears as
incomplete. In this case, you must follow the instructions outlined in this topic to
complete the task.
• If you do not want to configure the Software Library from the Initial Setup
Console, then you can configure it later from the Software Library Administration
Console, which is available within the Enterprise Manager Cloud Control
Console.
For instructions to configure it from the Software Library Administration Console,
see Oracle Enterprise Manager Cloud Control Administrator's Guide.
• If you upgraded from an earlier release of Enterprise Manager Cloud Control,
then this setup task in the Initial Setup Console always appears as complete
because during upgrade, the Software Library location from the earlier is
automatically is carried over.
Software Library supports two types of storage locations, mainly OMS Shared File
System location and OMS Agent File System location. Oracle strongly recommends that
you configure the OMS Shared File System location. To understand these storage
locations, see Oracle Enterprise Manager Cloud Control Administrator's Guide.
To configure an OMS Shared File System location for the Software Library, using the
Initial Setup Console, follow these steps:
1. Meet the prerequisites for a Software Library upload storage location as described
in Oracle Enterprise Manager Cloud Control Administrator's Guide.
2. From the Setup menu, click Initial Setup Console.
3. On the Initial Setup Console page, in the left panel, click Software Library.
4. On the Software Library Upload File Location page, from the Storage Type drop-
down menu, select OMS Shared File System.
5. Enter a unique name for the Software Library storage location, and the absolute
path to a shared location that is mounted on the OMS host. A shared location on
the OMS host is required because the same shared location will be used when you
install additional OMS instances. Ensure that this shared location is accessible by
all the OMS instances. For a multi-OMS setup, set the Normal Preferred Credentials
for all the OMS instances.
While configuring an upload file location for the first time, a metadata registration
job is submitted that imports all Software Library-related metadata information of
all the installed plug-ins, from the OMS.
Once the upload file location is configured, you can perform other storage
administration actions such as purging, migration, and so on from the Software
Library Administration Console, which is available within the Enterprise Manager
Cloud Control Console. To access this console, from the Setup menu, select
Provisioning and Patching, then select Software Library.
Configuring Oracle Software Library Using the Initial Setup Console to Store Software Entities
9-2 Oracle Enterprise Manager Cloud Control Basic Installation Guide

Note:
• For a multi-OMS environment, you must set up the clustered file system
using NFS, ACFS, or DBFS. On Microsoft Windows, for sharing, the
OCFS2 cluster file system is recommended. For more information, see the
chapter on configuring a Software Library in Oracle Enterprise Manager
Cloud Control Administrator's Guide.
• For some reason, if you are unable to configure an OMS Shared File System
location, then configure an OMS Agent File System location. For
instructions, see Setting Up an OMS Agent Storage Location.
9.2 Configuring Proxies for OMS-to-Management Agent Communication
You can secure the communication between Oracle Management Service (OMS) and
Oracle Management Agents (Management Agents) by configuring a proxy. You can
configure one proxy for all Management Agents, one proxy for a set of Management
Agents and none for the rest, or different proxies for different sets of Management
Agents.
In addition, you can configure two or more proxies as redundant proxies to support
high availability of the proxies configured for OMS and Management Agent
communication. Under such circumstances, by default, the proxy that is up and
running is selected for communication, regardless of the status of the other proxies.
Before starting to communicate if a proxy is found to be inactive or down, then an
alternate proxy configured for that Management Agent is selected. However, note that
after the communication begins through a particular proxy, if that proxy turns inactive
or shuts down, then no fallback mechanism is currently available to select an alternate
proxy that is up and running.
Note:
• NTLM-based Microsoft proxies are not supported. To enable access
through such proxies, add all the available agent hosts to the
Unauthenticated Sites Properties of the NTLM-based Microsoft proxy.
• Local addresses of each OMS automatically bypass the proxy.
• If you have already configured a proxy, then this setup task appears as if
it is complete.
To configure a proxy using the Initial Setup Console for OMS-Management Agent
communication, follow these steps:
1. From the Setup menu, select Initial Setup Console.
2. On the Initial Setup Console page, in the left panel, click OMS Agent Proxy
Setting.
3. Follow Step (3) to Step (6) as outlined in Oracle Enterprise Manager Cloud Control
Advanced Installation and Configuration Guide.
Configuring Proxies for OMS-to-Management Agent Communication
Setting Up Enterprise Manager Cloud Control Using the Initial Setup Console 9-3

9.3 Configuring Proxies Using the Initial Setup Console for OMS-My
Oracle Support Communication
Oracle Management Service (OMS) uses the Internet connectivity on its host to
connect to My Oracle Support periodically to download patches, patch sets, patch
recommendations, and Automated Release Updates (ARU) seed data. By default,
Enterprise Manager Cloud Control assumes that there is no proxy server configured
between the OMS and My Oracle Support. However, to secure the communication,
you can add a proxy server between the two entities, and then register it as a proxy
target in Enterprise Manager Cloud Control.
Note:
If you have already configured a proxy, then this setup task appears as if it is
complete.
To configure a proxy using the Initial Setup Console for OMS-My Oracle Support
communication, follow these steps:
1. From the Setup menu, select Initial Setup Console.
2. On the Initial Setup Console page, in the left panel, click My Oracle Support.
3. Follow Step (2) to Step (7) as outlined in Oracle Enterprise Manager Cloud Control
Advanced Installation and Configuration Guide.
9.4 Adding Additional Oracle Management Service Using the Initial Setup
Console
When you install Enterprise Manager Cloud Control, by default, the installer installs
one Oracle Management Service along with one Oracle Management Agent. While this
default configuration suits smaller environments, typically in larger production
environments, you might require additional OMS instances to help reduce the load on
a single Oracle Management Service, improve the efficiency of the data flow, and offer
high availability of your Enterprise Manager system.
Note:
If you have already added an additional OMS, then this setup task appears as
if it is complete.
To add an additional Oracle Management Service using the Initial Setup Console,
follow these steps:
1. Before you begin adding an additional Oracle Management Service, review the
important facts as described in Before You Begin Adding an Additional Oracle
Management Service.
2. Meet the prerequisites for an additional Oracle Management Service as described
in Prerequisites for Adding an Additional Oracle Management Service.
Configuring Proxies Using the Initial Setup Console for OMS-My Oracle Support Communication
9-4 Oracle Enterprise Manager Cloud Control Basic Installation Guide

3. From the Setup menu, click Initial Setup Console.
4. On the Initial Setup Console page, in the left panel, click Add Oracle Management
Service.
5. On the Add Management Service Getting Started page, complete the
preinstallation tasks listed there. Once you are done, select each of the tasks you
have complete, and then, click Next.
6. Follow Step (4) to Step (7) as outlined in Adding an Additional Oracle Management
Service.
7. After adding the additional Oracle Management Service, perform the post-
installation tasks as described in Performing Postinstallation Tasks After Adding
an Additional Oracle Management Service
9.5 Configuring Outgoing Mail Servers (SMTP Servers) Using the Initial
Setup Console
Notifications keep you informed when specific incidents, events, or problems arise,
and thereby enable you to take corrective or preventive actions to circumvent the
reported issue. Enterprise Manager uses different mechanisms for sending these
notifications, including email, SNMP traps, or running custom scripts, or all three.
Before Enterprise Manager Cloud Control can send e-mail notifications, you must set
up the outgoing mail servers (SMTP servers).
Note:
If you have already configured the SMTP servers, then this setup task appears
as if it is complete.
To configure outgoing mail servers so that Enterprise Manager can send e-mail
notifications, follow these steps:
1. From the Setup menu, click Initial Setup Console.
2. On the Initial Setup Console page, in the left panel, click Configure Mail Servers.
3. On the Configure Mail Servers page, in the Sender Identify section, click Edit.
4. In the Sender Identify dialog, enter the name of the administrator or system that
should send the email notifications, and the email address from which the
notifications should be sent. Click OK.
5. In the Outgoing Mail (SMTP) Servers section, click Create.
6. In the Outgoing Mail (SMTP) Servers dialog, enter the mail server host name, the
mail server credentials, and the encryption method to be used. Click OK.
If you configure multiple outgoing mail servers, automatic failover and load
balancing is performed in round robin fashion.
Configuring Outgoing Mail Servers (SMTP Servers) Using the Initial Setup Console
Setting Up Enterprise Manager Cloud Control Using the Initial Setup Console 9-5

9.6 Registering My Oracle Support Credentials Using the Initial Setup
Console
My Oracle Support connectivity enables you to view service request information,
obtain patch recommendations, and download plug-ins and other entities to the
Software Library, all from within the Enterprise Manager Cloud Control Console. To
automatically sign in to My Oracle Support from within the Enterprise Manager Cloud
Control Console, you must register the My Oracle Support credentials with Enterprise
Manager Cloud Control.
Note:
If you have already registered the My Oracle Support credentials, then this
setup task appears as if it is complete.
To register the My Oracle Support Credentials using the Initial Setup Console, follow
these steps:
1. From the Setup menu, click Initial Setup Console.
2. On the Initial Setup Console page, in the left panel, click Set MOS Credentials.
3. On the Set MOS Credentials page, click here.
4. On the My Oracle Support page, enter the My Oracle Support credentials.
5. Click Apply.
9.7 Creating Users Using the Initial Setup Console
Users are administrators who are authorized to log in and use Enterprise Manager
Cloud Control. Users belong to one or the other role defined in Enterprise Manager,
and perform only those operations to which they are entitled.
By default, users can be either Super Administrators who have full access privileges to
all the targets, Repository Owners who manage Oracle Management Repository, or
Regular Administrators who normally use Enterprise Manager Cloud Control.
Note:
If you have already created a set of users, then this setup task appears as if it is
complete.
To create administrators using the Initial Setup Console, follow these steps:
1. From the Setup menu, select Initial Setup Console.
2. On the Initial Setup Console page, click Create Users.
3. On the Create Users page, in the Enterprise Manager Super Administrators section,
view a list of super administrators created so far in the Enterprise Manager system,
and their last authenticated time.
Registering My Oracle Support Credentials Using the Initial Setup Console
9-6 Oracle Enterprise Manager Cloud Control Basic Installation Guide

4. Collapse the Enterprise Manager Super Administrators section to see the following
text below the section. Click here.
Enterprise Manager Administrators can be managed from here
5. On the Administrators page, click Create.
Enterprise Manager Cloud Control displays the Create Administrator Wizard.
6. In the Create Administrator Wizard, on the Authentication page, select the
authentication mechanism to be used for the user you are creating, and click Next.
7. On the Properties page, provide details of the user you are creating, and click Next.
8. On the Roles page, from the Available Roles list, select the roles you want to grant
explicitly to the user you are creating, and click Next.
9. On the Target Privileges page, select the privileges you want to grant to the user
you are creating, and click Next. These privileges give the user the right to perform
particular management actions on a set of targets.
10. On the Resource Privileges page, select the resource privileges you want to grant
explicitly to the user you are creating, and click Next.
11. On the Review page, click Finish.
9.8 Creating Roles Using the Initial Setup Console
Roles are a collection of Enterprise Manager resource privileges, or target privileges,
or both, which are granted to administrators who use Enterprise Manager Cloud
Control. Roles can be based upon geographic location (for example, a role for
Canadian administrators to manage Canadian systems), line of business (for example,
a role for administrators of the human resource systems or the sales systems), or any
other model. After you have created administrators, the next step is to create roles and
assign administrators to those specific roles.
Note:
If you have already created a set of roles, then this setup task appears as if it is
complete.
To create roles using the Initial Setup Console, follow these steps:
1. From the Setup menu, click Initial Setup Console.
2. On the Initial Setup Console page, in the left panel, click Create Roles.
3. On the Create Roles page, collapse the Top 5 Administrators with the Highest
Number of Roles section and the Roles with the Highest Number of Nested
Roles section to see the following text below the section. Click here.
Enterprise Manager Roles can be managed from here
4. On the Roles page, click Create.
Enterprise Manager Cloud Control displays the Create Role Wizard.
Creating Roles Using the Initial Setup Console
Setting Up Enterprise Manager Cloud Control Using the Initial Setup Console 9-7

5. In the Create Role Wizard, on the Properties page, enter a unique name for the role,
and click Next.
6. On the Roles page, from the Available Roles list, select the Oracle-defined roles you
want to grant explicitly to the role you are creating, and click Next.
Explicitly granting roles to an already existing role grants all privileges to grantee
of current role.
7. On the Target Privileges page, select the privileges common to all targets and the
privileges specific to certain targets, which you want to grant explicitly to the role
you are creating, and click Next.
8. On the Resource Privileges page, select the resource privileges you want to grant
explicitly to the role you are creating, and click Next.
9. On the Administrators page, select the administrator you want to grant this role to,
click Next.
10. On the Review page, click Finish.
Creating Roles Using the Initial Setup Console
9-8 Oracle Enterprise Manager Cloud Control Basic Installation Guide

Part IV
Appendix
This part contains additional information that pertain to Enterprise Manager
installation. In particular, this part covers the following:
•Overview of the EM Prerequisite Kit
•Validating Command Locations
•Creating a Database Instance with Preconfigured Repository Using Database
Templates
•Accessing the Enterprise Manager Certification Matrix
•Installing Management Agents on Microsoft Windows Target Hosts Without
Using Cygwin
•Installing Browser Certificates

A
Overview of the EM Prerequisite Kit
This appendix describes the Enterprise Manager Prerequisite Kit utility (EM
Prerequisite Kit) that the installation wizard runs every time it installs or upgrades
your Enterprise Manager. In particular, this appendix covers the following:
•About EM Prerequisite Kit
•Running the EM Prerequisite Kit
•Viewing the Log Files Created by the EM Prerequisite Kit
•Repository Prerequisite Checks Run by the EM Prerequisite Kit
A.1 About EM Prerequisite Kit
The EM Prerequisite Kit is a utility that runs repository-related prerequisite checks in
your environment to ensure that you meet all the repository requirements for
installing or upgrading an Enterprise Manager system.
The kit not only runs the prerequisite checks but also takes corrective actions
automatically, to the extent possible, when a prerequisite check fails.
The EM Prerequisite Kit is run internally by the Enterprise Manager Installation
Wizard while installing or upgrading an Enterprise Manager system. In addition, you
can run the kit yourself beforehand to ensure that your environment meets all the
repository-related requirements.
Note: If you run the EM Prerequisite Kit manually, it only displays the status
but, does not perform any corrective action.
WARNING:
If you plan to use a database instance that was created with a preconfigured
Management Repository using the database templates offered by Oracle,
then make sure you pass the following parameter while invoking the EM
Prerequisite Kit.
-componentVariables
repository:EXECUTE_CHECKS_NOSEED_DB_FOUND:false
A.2 Running the EM Prerequisite Kit
Although the EM Prerequisite Kit is run internally by the Enterprise Manager
Installation Wizard while installing or upgrading an Enterprise Manager system, you
can choose to run the kit yourself beforehand to ensure that your environment meets
Overview of the EM Prerequisite Kit A-1

all the repository-related requirements. This helps in detecting and fixing repository
related issues beforehand, thus enabling a much smoother installation or upgrade
experience. You can view the status of the kit on a GUI. This section describes the
following ways of viewing the EM Prerequisite Kit for Fresh Install and Upgrade:
•Running the EM Prerequisite Kit on GUI
A.2.1 Running the EM Prerequisite Kit on GUI
Every time the EM Prerequisite Kit is run, the results of the prerequisite checks run for
a particular component are displayed on the GUI. The user can view the status of each
prerequisite check.
To view the status of the EM prerequisites, follow these steps:
1. Invoke the EM installer with the flag flag EMPREREQ_KIT=true.
For example,
./em13200_linux64.bin EMPREREQ_KIT=true
You can choose to view the status of the EM Prerequisite check for a:
• Fresh Install
• Upgrade
For Fresh Install
a. Select the Create a new Enterprise Manager System option.
b. Click Next.
c. Enter the database host name, port number, service ID, and the system
password in the respective fields.
For Upgrade
a. Select the Upgrade an existing Enterprise Manager system option.
b. Click Next.
c. Enter the required passwords in the respective fields.
2. Click Execute to view the status of the EM Prerequisite Kit check.
By default, the failed prerequisite checks are displayed.
3. Click Show All Prereqs to view the status of all the prerequisite checks.
Running the EM Prerequisite Kit
A-2 Oracle Enterprise Manager Cloud Control Basic Installation Guide

4. Click the required row to view the recommendation and the correction type.
Note:
There are three correction types available based on failure types as follows:
Table A-1 Correction Types
Correction
Type Description
Not Required It is a warning message and you can ignore it and move ahead.
Manual It is an error message and you must manually fix it before moving
ahead.
Auto It is an error message and you can ignore it since EM has predefined
corrective actions to fix it.
Note: EM Prerequisite Kit is not supported in silent mode.
A.3 Viewing the Log Files Created by the EM Prerequisite Kit
Table A-2 lists all the log files that are created every time the EM Prerequisite Kit is
run.
Table A-2 EM Prerequisite Kit Log Files
Log File Name Description
emprereqkit.log Contains information about every step taken or action
performed by the kit
Viewing the Log Files Created by the EM Prerequisite Kit
Overview of the EM Prerequisite Kit A-3

Table A-2 (Cont.) EM Prerequisite Kit Log Files
Log File Name Description
emprereqkit.err Contains only the error and stacktrace of the exceptions
occurred
emprereqkit.out Contains information about the status (pass or fail) of
all the prerequisite checks that are run. It also contains
detailed information regarding each prerequisite
check.For example, prerequisite name, execution
status, detailed recommendation (what queries are to
be executed to correct the failed prerequisite), and so
on.
<functional_area>.log Contains information about the function area-specific
prerequisite checks that are run. For example,
repository.log that contains repository-specific
performance-related prerequisite checks that are run.
The repository.log is present in the <log location>/
componentLog directory.
For example, $OraInventory/logs/emdbprereqs/
LATEST/componentLog/repository.log
Table A-3 lists the log file locations depending on how the EM Prerequisite Kit was
invoked. This table lists the locations for all the log files except for the
emprereqkit.out file. For emprereqkit.out file, see the note after the table.
Table A-3 EM Prerequisite Kit Log File Locations
invocation Type Latest Log File Location1Log File Location2
Manually Invoked <logLoc>/LATEST
Note: When you provide
logLoc as the value, the log
location is as mentioned above.
Else, it is <Current
Directory>/
prerequisiteResults/log
/LATEST
<logLoc>/<time-stamp>
Note: When you provide
logLoc as the value, the log
location is as mentioned above.
Else, it is <Current
Directory>/
prerequisiteResults/log
/<time-stamp>
Viewing the Log Files Created by the EM Prerequisite Kit
A-4 Oracle Enterprise Manager Cloud Control Basic Installation Guide

Table A-3 (Cont.) EM Prerequisite Kit Log File Locations
invocation Type Latest Log File Location1Log File Location2
Automatically Invoked
by the Enterprise
Manager Cloud Control
Installation Wizard
<ORACLE_HOME>/.gcinstal
l_temp/LATEST
Note: When you proceed
through the installation wizard
pages, EM Prerequisite Kit logs
are created in either
$OraInventory/logs/
emdbprereqs/LATEST
or /tmp/
OraInstall<timestamp>/
emdbprereqs/LATEST
When install begins, the /tmp/
OraInstall<timestamp>/
emprereqkit logs are copied
to
<ORACLE_HOME>/.gcinstal
l_temp/emprereq/LATEST
<ORACLE_HOME>/.gcinstal
l_temp/<time-stamp>
Note: When you proceed
through the installation wizard
pages, EM Prerequisite Kit logs
are created in either
$OraInventory/logs/
emdbprereqs/<timestamp>
or /tmp/
OraInstall<timestamp>/
emdbprereqs/<timestamp>
When install begins, the /tmp/
OraInstall<timestamp>/
emdbprereqs/<time-
stamp> logs are copied to
<ORACLE_HOME>/.gcinstal
l_temp/emprereq/<time-
stamp>
1Latest Log File location refers to a single, standard location maintained for the latest log files created
when the EM Prerequisite Kit was last run. The log files created here are overwritten every time the
utility is run.
2Log File Location refers to the <time-stamp> directory that is created dynamically by the utility every
time the EM Prerequisite Kit is run. The log file created here are retained until you decide to delete them.
Note:
When the EM Prerequisite Kit is run manually, the log file
emprereqkit.out is stored in <prereqResultLoc>/log/<time-
stamp>. The latest log file is stored in <prereqResultLoc>/log/
LATEST/.
When the EM Prerequisite Kit is run internally by the Enterprise Manager
Cloud Control Installation Wizard, the log file emprereqkit.out is stored in
<ORACLE_HOME>/.gcinstall_temp/log/<time-stamp>. And the latest
log file is stored in <ORACLE_HOME>/.gcinstall_temp/log/<LATEST>.
A.4 Repository Prerequisite Checks Run by the EM Prerequisite Kit
Table A-4 describes all the repository prerequisites that the EM Prerequisites Kit
checks. This section also describes how to manually check these prerequisites.
Repository Prerequisite Checks Run by the EM Prerequisite Kit
Overview of the EM Prerequisite Kit A-5

Table A-4 Repository Prerequisites
Prerequisite Applies to
Install/
Upgrade
Description
Basic Policy
Requirements
Upgrade Ensures that valid policy exists for MGMT_TARGETS.
To manually verify this, run the following query:
select 'EM_TARGET_POLICY' from dual where
not exists (select policy_name from
dba_policies where object_owner=SYSMAN'
and pf_owner='SYSMAN' and
object_name='MGMT_TARGETS') )
The query must not return any rows.
Active Jobs
Requirements
Upgrade Ensures that there are no background DBMS jobs
currently running in the Repository Database.
To manually verify this, run the following query:
select count(*) FROM dba_jobs_running run_job,gv
$session sess WHERE sess.sid=run_job.sid AND
sess.schemaname='SYSMAN'
If the result of the query is 0 then there are no active
DBMS jobs, if result is not 0 then wait for the active
jobs to complete.
Checks if GVM
Performance
collection job is
running
Upgrade Ensures that the GVM Performance Metric Collection
job is stopped and deleted.
To manually verify if a job named
GVMPERFMETRICCOLL exists, run the following query:
select count(*) from mgmt_job where
job_name = 'GVMPERFMETRICCOLL' and
job_type = 'UpdateGVMPerfMetric'
If it exists, then stop and delete.
Valid Reference
Requirements
Upgrade Ensures that all entries for execution_id in
MGMT_JOB_EXECUTION either point to a valid entry
in MGMT_JOB_EXEC_SUMMARY, or are NULL.
To manually verify this, run the following query. The
query must not return any rows.
SELECT COUNT(1) FROM MGMT_JOB_EXECUTION e
WHERE NOT EXISTS (SELECT 1 FROM
MGMT_JOB_EXEC_SUMMARY s WHERE
s.execution_id = e.execution_id) AND
execution_id IS NOT NULL
Repository Prerequisite Checks Run by the EM Prerequisite Kit
A-6 Oracle Enterprise Manager Cloud Control Basic Installation Guide

Table A-4 (Cont.) Repository Prerequisites
Prerequisite Applies to
Install/
Upgrade
Description
Job Type Uniqueness
Requirements
Upgrade Ensures that there are no duplicate entries in
MGMT_JOB_TYPE_INFO for the following set of
columns: job_type, job_type_owner,
major_version, minor_version1,
minor_version2.
To manually verify this, run the following query. The
query must not return any rows.
SELECT job_type FROM MGMT_JOB_TYPE_INFO
GROUP BY job_type, job_type_owner,
major_version, minor_version1,
minor_version2 HAVING COUNT(1) > 1
SQL Plan Baseline
Capture Parameter
Requirements
Install,
Upgrade
Ensures that the parameter
optimizer_capture_sql_plan_baselines is set
to FALSE (or default).
The SQL plan baseline capture must never be turned
on for the Management Repository. Enterprise
Manager heavily depends on updated CBO statistics. If
stale CBO statistics exist, the SQL plan baseline capture
could cause bad execution plans to be used for critical
functionality.
Current Availability
Index Requirements
Install,
Upgrade
Set the current availability index to
EM_CURRENT_AVAILABILITY_PK.
My Oracle Support
User Name Size
Requirements
Upgrade Ensures that the My Oracle Support user name is not
longer than 239 characters. If it is, then you cannot
upgrade.
ARU User Name Size
Requirements
Upgrade Ensures that the ARU user name is not longer than 239
characters. If it is, you cannot upgrade.
DBMS Package
Requirements
Install,
Upgrade
Ensures that you compile the required DBMS
packages.
To manually compile the packages, log in to the
database, where the Management Repository is
configured, as SYS user, and run the following query to
retrieve the list of invalid DBMS packages:
SELECT object_name, object_type FROM
all_objects WHERE status = 'INVALID' AND
object_name LIKE 'DBMS%'
If the package is invalid, run the following query:
• For package:
ALTER PACKAGE <PACKAGE_NAME> COMPILE
• For package body:
ALTER PACKAGE <PACKAGE_NAME> COMPILE
BODY
If the packages do not compile successfully, contact
Oracle Support.
Repository Prerequisite Checks Run by the EM Prerequisite Kit
Overview of the EM Prerequisite Kit A-7

Table A-4 (Cont.) Repository Prerequisites
Prerequisite Applies to
Install/
Upgrade
Description
Snapshot Log
Requirements
Upgrade Ensures that the snapshot logs are deleted from the
tables.
Connector
Configuration Table
Requirements
Upgrade Ensures that there is no bad data in the connector
configuration table. If there is any, then run the
following query to clean the table.
delete from mgmt_cntr_config where
connector_guid is null or
connector_type_guid is null; commit;
Compatible Instance
Parameter
Requirements
Install,
Upgrade
Ensures that the compatible instance parameter is set to
the same version value as the database instance of the
Management Repository. Any other value might result
in unexpected problems, poor performance, or both.
Primary Key and
Foreign Key
Requirements
Upgrade Ensures that Primary Key and Foreign keys are not
disabled.
To manually verify this, run the following query:
select count(*) from (select
constraint_name, table_name from
DBA_CONSTRAINTS where owner = 'SYSMAN'
and (constraint_type = 'P' or
constraint_type = 'R') and status =
'DISABLED')
If the result is not 0, then use the following query to
enable the constraint:
alter table SYSMAN.<TABLE_NAME> modify
constraint <CONSTRAINT_NAME> enable
If the constraints cannot be enabled for any reason,
contact Oracle Support.
Repository Prerequisite Checks Run by the EM Prerequisite Kit
A-8 Oracle Enterprise Manager Cloud Control Basic Installation Guide

Table A-4 (Cont.) Repository Prerequisites
Prerequisite Applies to
Install/
Upgrade
Description
Enable Queue
Requirements
Upgrade Ensures that queues are enabled in the Repository
Database.
To manually verify this, run the following query:
select count(*) from dba_queues where
owner = 'SYSMAN' and queue_type like
'%NORMAL_QUEUE%' and (enqueue_enabled
like '%NO%' OR dequeue_enabled like '%NO
%')
If result is not 0, use the following query to retrieve the
list of disabled queue names:
select name, queue_table from dba_queues
where owner = 'SYSMAN' and
upper(queue_type) not like
'EXCEPTION_QUEUE' and
(upper(enqueue_enabled) NOT LIKE '%YES%'
OR upper(dequeue_enabled) NOT LIKE '%YES
%'))
Execute the following SQL statement to enable the
queue:
begin
dbms_aqadm.start_queue('<disabled_queue_n
ame>'); end;
If the queue cannot be started, contact Oracle Support.
Trigger
Requirements
Upgrade Ensures that all the triggers in the Repository Database
are not disabled.
To manually verify this, run the following query:
select count(*) from (select
trigger_name, trigger_type, table_name
from DBA_TRIGGERS where table_owner =
'SYSMAN' and status = 'DISABLED')
If result is not 0, then enable the trigger.
SYSTEM tablespace
requirement
Install and
Upgrade
Ensures that the SYSTEM tablespace has at least one
datafile set to autoextensible.
To manually verify this, run the following query:
select count(*) from dba_data_files where
tablespace_name = 'SYSTEM' and
autoextensible = 'YES'
If the result is 0, then add a new datafile with the
autoextend attribute to the SYSTEM tablespace so it
has at least one listed in the DBA_DATA_FILES view
with autoextensible equal to 'YES'. Contact Oracle
Support if there are any errors
Repository Prerequisite Checks Run by the EM Prerequisite Kit
Overview of the EM Prerequisite Kit A-9

Table A-4 (Cont.) Repository Prerequisites
Prerequisite Applies to
Install/
Upgrade
Description
emkey requirement Upgrade Ensures that the emkey is copied to the repository.
To manually verify this, run the following query:
select COUNT(*) from
sysman.mgmt_repos_time_coefficient
If the result of the query is not 1, then copy the
emkey.ora file from another OMS or backup machine
to the ORACLE_HOME/sysman/config directory.
Configure the emkey.ora file by running emctl
config emkey -copy_to_repos -sysman_pwd
<sysman_pwd>.
EM_USER_CONTEX
T requirements
Upgrade Ensures that EM_USER_CONTEXT is present in the
repository.
To manually verify this, run the following query:
select count(*) from dba_context where
schema='SYSMAN' and
upper(namespace)='EM_USER_CONTEXT'
If the query result is 0, check that the procedure
SETEMUSERCONTEXT is valid by executing the
following query:
select status from all_objects
where object_name='SETEMUSERCONTEXT' and
owner='SYSMAN'
The above query must return 'VALID'. Then run:
alter session set
current_schema='SYSMAN';
Create or replace context EM_USER_CONTEXT using
SETEMUSERCONTEXT;
If the context cannot be created for any reason, contact
Oracle Support.
Audit Master table
requirement
Upgrade Ensures that there are no abnormal conditions stored in
the Audit Master Table.
To manually verify this, run the following query:
select count(*) from
sysman.mgmt_audit_master
If the query result is not 1 then, contact Oracle Support
to analyze the Enterprise Manager repository before
attempting to perform the patch/upgrade.
Repository Prerequisite Checks Run by the EM Prerequisite Kit
A-10 Oracle Enterprise Manager Cloud Control Basic Installation Guide

Table A-4 (Cont.) Repository Prerequisites
Prerequisite Applies to
Install/
Upgrade
Description
Exempt Access Policy
requirement
Upgrade Ensures that EXEMPT ACCESS POLICY is not granted
directly to SYSMAN or indirectly grants to a role that is
granted to SYSMAN.
To manually verify this, run the following query:
select count(*) from dba_sys_privs where
upper(privilege)='EXEMPT ACCESS POLICY'
and (grantee = 'sysman' or grantee in
(select distinct granted_role from
dba_role_privs start with
grantee='SYSMAN' connect by prior
granted_role=grantee) or grantee =
'sysman')
If the result of the query is not 0, then revoke EXEMPT
ACCESS POLICY from SYSMAN and the roles.
For example:
revoke exempt access policy from SYSMAN
max_enabled_roles
init parameter
requirement
Install and
Upgrade
Ensures that the max_enabled_roles parameter value is
set such that it contains at least 3 more than the
flattened roles granted to SYS.
To manually verify this, run the following query:
select 1 from DUAL where (select count(*)
from v$instance where version like '9.%')
= 0 or (select value from v$parameter
where name like 'max_enabled_roles') >
(select count(*) from dba_role_privs
start with grantee='SYS' connect by prior
granted_role=grantee)+2;
If the result of the query is not 1 then, increase the
max_enabled_roles parameter to ensure it contains at
least 3 more than the flattened roles granted to SYS.
To modify max_enabled_roles, perform the following
steps:
1. Bring down all the OMS instances.
2. Bring down the database cleanly.
3. Modify the max_enabled_roles parameter in the
init.ora or whichever is used by the database's
initialization process.
4. Bring up the database cleanly.
5. Verify with v$parameter to ensure the parameter
value is indeed increased.
Repository Prerequisite Checks Run by the EM Prerequisite Kit
Overview of the EM Prerequisite Kit A-11

Table A-4 (Cont.) Repository Prerequisites
Prerequisite Applies to
Install/
Upgrade
Description
PAF execution
requirements
Upgrade Ensures that no PAF executions are scheduled or
running.
To manually verify this, run the following query, and
note down the GUID of the running or scheduled
deployment procedures.
SELECT i.instance_guid FROM
SYSMAN.MGMT_PAF_STATES s,
SYSMAN.MGMT_PAF_INSTANCES i,
SYSMAN.MGMT_PAF_PROCEDURES p WHERE
p.procedure_guid = i.procedure_guid AND
s.instance_guid = i.instance_guid AND
s.state_type = 0 AND s.status in (0,1)
To manually stop the running or scheduled
deployment procedures, run the following query, and
pass the GUID you noted down from the output of the
preceding command:
emcli stop_instance -instance=<instance
id from sql query>
Secured Agent
requirements
Upgrade Ensures that all the agents are secured with latest CA.
To know the list of agents to be secured, run the
following command:
emcli get_ca_info -details
Pre-upgrade console
patch requirements
Upgrade Ensures that pre-upgrade patch is applied.
To manually verify this, run the following query:
select count(*) from all_objects where
object_name ='PRE_UPGC_MASTER_INFO' and
object_type='TABLE' and owner='SYSMAN'
If the result of the query is not 1, then apply pre-
upgrade Console patch before upgrading.
Global Stale
percentage
requirements
Install and
Upgrade
Ensures that global stale percentage is in between 5
and 25.
To manually verify this, run the following query:
select count(*) from dual where
dbms_stats.get_prefs('STALE_PERCENT')
between 5 and 25
The query result must be 1.
Repository Prerequisite Checks Run by the EM Prerequisite Kit
A-12 Oracle Enterprise Manager Cloud Control Basic Installation Guide

Table A-4 (Cont.) Repository Prerequisites
Prerequisite Applies to
Install/
Upgrade
Description
Account status
requirements
Upgrade Ensures that SYSMAN, MGMT_VIEW and
ORACLE_OCM accounts are not locked or expired.
To manually verify this, run the following queries:
select account_status from dba_users where
username='SYSMAN';
select account_status from dba_users where
username='MGMT_VIEW';
select account_status from dba_users where
username='ORACLE_OCM';
The query result must be OPEN.
SYSMAN schema
requirements
Upgrade Ensures that SYSMAN schema is present for upgrade.
To manually verify this, run the following query:
SELECT COUNT(*) FROM ALL_USERS WHERE
USERNAME='SYSMAN'
The query result must be 1.
Redo Log size
requirement
Install and
Upgrade
Ensures that the size of the log file is equal or greater
than following the values defined for different
installation types and deployment options:
•Simple Installation: 300 MB or greater.
•Advanced Installation:
- Small: 300 MB or greater
- Medium: 600 MB or greater
- Large: 1000 MB or greater
To manually verify this, run the following query:
select min(bytes) from v$log
Existing Database
Not to Be in
QUIESCE Mode
Install and
Upgrade
Ensures that existing, certified Oracle Database is not
in QUIESCE mode.
To manually verify this, run the following SQL in the
database in the SYS role:
select active_state from v$instance;
The result returned must be NORMAL.
Repository Prerequisite Checks Run by the EM Prerequisite Kit
Overview of the EM Prerequisite Kit A-13

Table A-4 (Cont.) Repository Prerequisites
Prerequisite Applies to
Install/
Upgrade
Description
Existing Database
Not to Have
SYSMAN and
SYSMAN_MDS
Schema
Fresh
Install
Ensures that your existing, certified Oracle Database
does NOT have the Enterprise Manager SYSMAN
schema and the Metadata (MDS) schema already
configured. These schemas can exist if you had
configured the database for another Enterprise
Manager installation in the past, and if you are now
trying to reuse the same database for a new
installation.
To manually verify if the schemas are present and to
drop them, run the following query:
SELECT COUNT(*) FROM ALL_USERS WHERE
USERNAME IN ('SYSMAN','SYSMAN_MDS');
If the result of this query is 1, then the database has
these schemas. In this case, drop the schemas and
deinstall the Enterprise Manager software that had
created these schemas. For instructions, see the Oracle
Enterprise Manager Advanced Installation and
Configuration Guide.
Database
Initialization
Parameters
Requirements
Install and
Upgrade
except
db_block_si
ze which
applies
only to
install.
Ensures that you have correctly set the database
initialization parameters.
Note: While installing Cloud Control, the repository
database db_block_size should be set to 8192.
For information about the database initialization
parameters to be set for various deployment sizes, see
the Oracle Enterprise Manager Advanced Installation and
Configuration Guide.
Fine-Grained Access
Control
Requirements
Upgrade Ensures that the fine-grained access control option is
set to TRUE in the existing, certified Oracle Database so
that the Management Repository can be created.
To manually verify this, run the following command:
select value from v$option where
parameter = 'Fine-grained access
control';
Repository Prerequisite Checks Run by the EM Prerequisite Kit
A-14 Oracle Enterprise Manager Cloud Control Basic Installation Guide

Table A-4 (Cont.) Repository Prerequisites
Prerequisite Applies to
Install/
Upgrade
Description
UNDO Tablespace
Size Requirements
Install and
Upgrade
Ensures that the UNDO tablespace has a minimum
space of 200 MB.
To manually verify this, run the following query:
SELECT SUM(DECODE(autoextensible,'YES',
200*1024*1024+1,bytes)) total
FROM dba_data_files f, dba_tablespaces s
WHERE s.contents = 'UNDO'
AND s.tablespace_name = f.tablespace_name;
Note: The result of this query is in bytes.
If the minimum space is less than 200 MB, then set it to
200 MB by running the following command:
alter database datafile <location
datafile> resize 200M;
UNDO Tablespace
and Temporary
Tablespace Settings
Requirements
Install and
Upgrade
Ensures that the UNDO tablespace and the TEMP
tablespace are autoextensible in the existing, certified
Oracle Database.
To manually verify this, run the following command:
select count(*) from dba_temp_files where
tablespace_name='TEMP' and AUTOEXTENSIBLE <>
'YES';
select count(*) from dba_data_files where
tablespace_name='UNDOTBS' and AUTOEXTENSIBLE <>
'YES';
If the result of the query is 0, then the tablespace is
autoextensible. If the result it not 0, then refer to Oracle
Database Administrator's Guide to make the tablespace
autoextensible.
Archive Logging
Settings
Requirements
Install and
Upgrade
(Recommended) Ensures that you turn on archive
logging in the existing, certified Oracle Database for
any environment where continuity of data is
important.
To manually verify this, run the following command in
the SYS role:
select log_mode from v$database;
The result returned must be ARCHIVELOG.
Repository Prerequisite Checks Run by the EM Prerequisite Kit
Overview of the EM Prerequisite Kit A-15

Table A-4 (Cont.) Repository Prerequisites
Prerequisite Applies to
Install/
Upgrade
Description
Tablespace-Related
Hard Disk Space
Requirements
Install Ensures that you allocate a minimum of 200 MB hard
disk space for the following tablespaces:
- Management Tablespace (mgmt.dbf)
- Configuration Data Tablespace
(mgmt_ecm_depot1.dbf)
- JVM Diagnostics Data Tablespace
(mgmt_deepdive.dbf)
Oracle also recommends that you keep the auto-extend
feature enabled for the tablespace data files.
Note that the space requirement increases as the
number of monitored targets increase, along with the
input/output performance demands on the storage
devices.
Existing
Management
Repository
Upgrade Ensures that the existing, certified Oracle Database,
which houses the Management Repository, already has
a Management Repository configured, and that the
Management Repository is compatible with Oracle
Management Service 13c Release 2 (13.2).
Database Partitioning
Requirements
Install and
Upgrade
Ensures that the existing, certified Oracle Database has
the Partitioning Option enabled (therefore, ensure that
you install it into Oracle Database Enterprise Edition.)
Installing and using the partitioning option in the
Enterprise Manager repository does not add costs to
customers when used solely by Enterprise Manager.
To manually verify this, connect to the database as
SYSDBA and run the following query:
select value from v$option where
parameter = 'Partitioning';
The result of this query should be VALUE=TRUE. No
additional partitioning license is required for the
database that houses the Management Repository.
Repository Prerequisite Checks Run by the EM Prerequisite Kit
A-16 Oracle Enterprise Manager Cloud Control Basic Installation Guide

Table A-4 (Cont.) Repository Prerequisites
Prerequisite Applies to
Install/
Upgrade
Description
Database Partition
Maintenance
Requirements
Upgrade Checks if the partitions have been created in the
database.
If the Enterprise Manager system that you are about to
upgrade was shut down for a long period of time, then
you will not have partitions created in the existing,
certified Oracle Database, which houses the
Management Repository, to load new data. Therefore,
under such circumstances, to manually create the
partitions, follow these steps:
1. Log in to the database as SYSMAN and run the
following command:
execute
emd_maintenance.analyze_emd_schema('S
YSMAN'); commit;
2. Restart the OMS from its Oracle home:
$<ORACLE_HOME>/bin/emctl start oms
Database and
Listener Status
Requirements
Install Ensures that the existing, certified Oracle Database and
its listener are running.
Repository Prerequisite Checks Run by the EM Prerequisite Kit
Overview of the EM Prerequisite Kit A-17

Table A-4 (Cont.) Repository Prerequisites
Prerequisite Applies to
Install/
Upgrade
Description
Valid Objects
Requirements
Install,
Upgrade,
and Post
requisite
Ensures that you do have only valid SYSMAN and SYS
objects in the existing, certified Oracle Database.
• To manually verify whether there are only valid
SYSMAN objects, log in to the database as SYS
and run the following command:
select object_name, object_type from
all_objects where owner='SYSMAN' and
status <> 'VALID';
The command must return 0 rows. However, if it
returns one or more rows, then you have some
invalid objects, and to turn them valid, run the
following command as SYSMAN:
@admin_recompile_invalid.sql SYSMAN
Run this command again to ensure that all
SYSMAN objects are valid. If you still have invalid
SYSMAN objects, then contact Oracle Support.
Note: The admin_recompile_invalid.sql script is in
the following location of the Oracle home of the
OMS home:
<ORACLE_HOME>/sysman/admin/
emdrep/sql/core/latest/admin
• To manually verify whether there are only valid
SYS objects, log in to the database as SYS and run
the following command:
select object_name, object_type from
all_objects where status<>'VALID' and
object_name like 'DBMS%';
The command must return 0 rows. However, if it
returns one or more rows, then you have some
invalid objects, and to turn them valid, recompile
them by running the following command:
alter <object type> <object name>
compile;
For example, if the object_type is mypackage and
the object_name is foo, then run the following
command:
alter mypackage foo compile;
Run this command again to ensure that all the
packages are valid. If you still have invalid
packages, then contact Oracle Support.
Repository Prerequisite Checks Run by the EM Prerequisite Kit
A-18 Oracle Enterprise Manager Cloud Control Basic Installation Guide

Table A-4 (Cont.) Repository Prerequisites
Prerequisite Applies to
Install/
Upgrade
Description
DBMS Jobs and
DBMS Scheduler
Status Requirements
Install and
Upgrade
Ensures that you stop the DBMS Jobs and the DBMS
Scheduler in the existing, certified Oracle Database.
To manually stop the jobs and the scheduler, log in to
the database as SYS:
1. Write down the value of job_queue_processes by
running the following command:
select a.instance_name as sid,
b.value as jobqueue from gv$instance
a, gv$parameter b where a.inst_id =
b.inst_id and
b.name='job_queue_processes';
2. Stop the DBMS JOBS and DBMS scheduler by
running the following command:
execute
sysman.emd_maintenance.remove_em_dbms_jobs;
alter system set job_queue_processes=0
SID='*';
commit;
Note: This will allow the currently running jobs
to finish, but will not allow any new jobs to be
started.
3. Ensure that there are no active jobs by running the
following:
select l.id2 job, l.sid,
to_char(last_date, 'DD-MON-
YYYY:HH24.MI.SS') last_date,
to_char(this_date, 'DD-MON-
YYYY:HH24.MI.SS') this_date,
l.inst_id instance from sys.job$ j,
gv$lock l where l.type = 'JQ' and
j.job (+) = l.id2 order by 5, 4;
Repository Prerequisite Checks Run by the EM Prerequisite Kit
Overview of the EM Prerequisite Kit A-19

Table A-4 (Cont.) Repository Prerequisites
Prerequisite Applies to
Install/
Upgrade
Description
Gather Statistics Job
Status Requirements
Install and
Upgrade
Ensures that you stop the Gather Statistics job that is
running in the existing, certified Oracle Database.
To manually stop the job, log in to the database as SYS
and run the following commands:
For Oracle Database 10g (10.2.0.4) or higher:
execute
dbms_scheduler.disable('GATHER_STATS_JOB'
,TRUE);
execute
dbms_scheduler.stop_job('GATHER_STATS_JOB
',TRUE);
For Oracle Database 11g (11.1.0.7) or higher:
execute
dbms_auto_task_admin.disable('auto
optimizer stats collection',null,null);
Repository Prerequisite Checks Run by the EM Prerequisite Kit
A-20 Oracle Enterprise Manager Cloud Control Basic Installation Guide

Table A-4 (Cont.) Repository Prerequisites
Prerequisite Applies to
Install/
Upgrade
Description
User Privilege
Requirements
Upgrade Ensures that SYSMAN and DBSNMP users have
EXECUTE privileges to access the DBMS_RANDOM
package in the existing, certified Oracle Database.
To manually verify whether the users have EXECUTE
privileges, run the following query. When you run this
query for the SYSMAN user, the <user_account_name>
must be SYSMAN, and when you run it for the
DBSNMP user, the <user_account_name> must be
DBSNMP.
SQL> CONNECT AS SYS;
SQL> SELECT grantee, grantor, owner, table_name
FROM DBA_TAB_PRIVS
WHERE table_name = 'DBMS_RANDOM'
AND privilege = 'EXECUTE'
AND grantee IN
(
SELECT DISTINCT granted_role
FROM DBA_ROLE_PRIVS
START WITH grantee = '<user_account_name>'
CONNECT BY PRIOR granted_role=grantee
UNION ALL
SELECT '<user_account_name>'
FROM dual
WHERE ROWNUM = 1
UNION ALL
SELECT 'PUBLIC'
FROM dual
WHERE ROWNUM = 1
)
If these users do not have EXECUTE privileges, then
grant them the privileges by running the following
command. When you run this command for granting
the privileges for the SYSMAN user, the
<user_account_name> must be SYSMAN, and when
you run it for the DBSNMP user, the
<user_account_name> must be DBSNMP.
SQL> GRANT EXECUTE ON DBMS_RANDOM TO
<user_account_name>;
Environment
Variable Setting
Requirements
Install Ensures that the environment variable
ORACLE_HOME is set to the Oracle home of the OMS.
For example, in Cshell, set it in the following way:
setenv ORACLE_HOME /u01/software/em13c/
oraclehome
For example, in bash shell, set it in the following way:
export ORACLE_HOME= /u01/software/em13c/
oraclehome
Repository Prerequisite Checks Run by the EM Prerequisite Kit
Overview of the EM Prerequisite Kit A-21

Table A-4 (Cont.) Repository Prerequisites
Prerequisite Applies to
Install/
Upgrade
Description
SUDO Configuration
Requirements
Install Ensures that you configure SUDO in your
environment. If you are unable to do so or if you have
already upgraded any of the core components (OMS or
Management Agent) without configuring SUDO, then
follow the workaround described in My Oracle
Support note 789363.1.
User-Defined Metric
Script Definition
Requirement
Upgrade If you have any user-defined metric scripts in the
Oracle home of a Management Agent that you are
upgrading, then checks if you have manually copied all
those scripts to another directory outside any Oracle
home, and then updated the user-defined metric
definitions to reflect the new script location.
This is because, after the Management Agent is
upgraded, the user-defined metric scripts are not
automatically copied to the new Oracle home.
TEMP Tablespace
Group requirement
Upgrade/
Install
Ensures that there is no tablespace group name called
TEMP already existing. If it does, then ensure that you
rename it to a different name before installing or
upgrade Enterprise Manager. You can always revert to
the original name after you finish installing or
upgrading.
To manually verify this, log in to the database as SYS
user, and run the following query:
select count(*) group_name from
DBA_TABLESPACE_GROUPS where
UPPER(group_name)='TEMP'
The result of the above query should not be 0.
SYSMAN_OPSS
account status
requirement
Upgrade Ensures that SYSMAN_OPSS account is not locked.
To manually verify this, log in to the database as SYS
user and run the following query:
select account_status from dba_users
where username='SYSMAN_OPSS'
SYSMAN_OPSS account status should be unlocked
and unexpired
Repository Prerequisite Checks Run by the EM Prerequisite Kit
A-22 Oracle Enterprise Manager Cloud Control Basic Installation Guide

Table A-4 (Cont.) Repository Prerequisites
Prerequisite Applies to
Install/
Upgrade
Description
Global Name
requirement
Upgrade(2-
system
upgrade
only)
Ensures that Global names of old and new database are
not same.
To manually verify this, log in to the database as SYS
user and run the following query:
select count(1) from global_name where
global_name=(select property_value from
SYSMAN.pre_upgc_master_info where
upper(property_name)=upper('oldReposGloba
lName') and rownum=1) and exists (select
1 from $
{EM_REPOS_USER}.pre_upgc_master_info
where
upper(property_name)=upper('upgrade_type'
) and upper(property_value)
=upper('TWO_SYSTEM')) and exists (select
1 from SYSMAN.pre_upgc_master_info where
upper(property_name)=upper('oldReposGloba
lNames') and rownum=1 and
upper(property_value)='TRUE')
The result of the above query should be 0, if not then
change global-names in old repository to a temporary
name as this repository/Enterprise Manager would
cease to exist after upgrade; or change
GLOBAL_NAME of new repository.
Database Edition
Requirements
Install Ensures that you are using Oracle Enterprise Database
edition to install Enterprise Manager.
To manually verify this, log in to the database as SYS
user and run the following query:
select count(1) from
PRODUCT_COMPONENT_VERSION where PRODUCT
like '%Oracle Database%' and
instr(PRODUCT,'Enterprise Edition')>0
The result of the above query should not be 0.
Repository Prerequisite Checks Run by the EM Prerequisite Kit
Overview of the EM Prerequisite Kit A-23

Table A-4 (Cont.) Repository Prerequisites
Prerequisite Applies to
Install/
Upgrade
Description
Existing database not
to have previous
Enterprise Manager's
details in
schema_version_regi
stry table
Install Ensures that existing database does not have previous
Enterprise Manager's details in
schema_version_registry table.
To manually verify this, log in to the database as SYS
user and run the following query:
select count(1) from
SCHEMA_VERSION_REGISTRY where comp_name
in ('Authorization Policy
Manager','Metadata Services','Oracle
Platform Security Services')
If the result of the above query is not 0 then delete the
entries from SCHEMA_VERSION_REGISTRY using
the following query:
Delete from SCHEMA_VERSION_REGISTRY where
comp_name in ('Authorization Policy
Manager','Metadata Services','Oracle
Platform Security Services'); commit;
Existing database
Not to have
tablespaces of
previous Enterprise
Manager
Install Ensures that your existing, certified Oracle Database
does not have tablespaces of previous Enterprise
Manager.
To manually verify if the database contains such table
spaces, run the following query:
select count(1) from dba_tablespaces
where TABLESPACE_NAME in
('MGMT_ECM_DEPOT_TS','MGMT_TABLESPACE','M
GMT_AD4J_TS')
If the result of the above query is not 0, then you can
drop these table spaces otherwise new Enterprise
Manager will reuse it.
Repository Prerequisite Checks Run by the EM Prerequisite Kit
A-24 Oracle Enterprise Manager Cloud Control Basic Installation Guide

Table A-4 (Cont.) Repository Prerequisites
Prerequisite Applies to
Install/
Upgrade
Description
Existing database not
to have public
synonym on the
tables owned by any
of the following
Enterprise Manager
Repository schemas:
SYSMAN',
SYSMAN_MDS,MG
MT_VIEW,'SYSMAN
_BIP,'SYSMAN_APM
,BIP,SYSMAN_OPSS
and SYSMAN_RO
Install Ensures that your existing, certified Oracle Database
does NOT have any public synonyms on the tables
owned by any of the following schemas:
SYSMAN',
SYSMAN_MDS,MGMT_VIEW,'SYSMAN_BIP,'SYSMA
N_APM,BIP,SYSMAN_OPSS and SYSMAN_RO
To manually verify whether your database has the
public synonyms owned by Enterprise Manager
database schemas, log in to the database as SYS user
and run the following query:
select count(1) from dba_synonyms where
table_owner in
('SYSMAN','SYSMAN_MDS','MGMT_VIEW','SYSMA
N_BIP','SYSMAN_APM','BIP','SYSMAN_OPSS','
SYSMAN_RO')
If the result of this query is not 0, then the database has
these public synonyms, so drop them and de-install the
Enterprise Manager software that had created these
schemas. For instructions, see the Oracle Enterprise
Manager Advanced Installation and Configuration Guide.
Optimizer Adaptive
Feature
Requirements
Install,
Upgrade
Checks whether the
optimizer_adaptive_features parameter is set to
false.
Repository Prerequisite Checks Run by the EM Prerequisite Kit
Overview of the EM Prerequisite Kit A-25

Repository Prerequisite Checks Run by the EM Prerequisite Kit
A-26 Cloud Control Basic Installation Guide

B
Validating Command Locations
This chapter describes what property files and the command locations within them
you need to validate before installing a standalone Oracle Management Agent
(Management Agent). In particular, this chapter covers the following:
•Overview of Property Files
•Validating the Command Locations
B.1 Overview of Property Files
Every time you install a Management Agent, the property files mentioned in the
platformInfo.properties file are loaded with default locations to commands
that are required for successfully running certain Application Programming Interfaces
(APIs). For example, the scp executable. This section describes the property files
mentioned in the platformInfo.properties file.
Table B-1 describes the property files loaded from the platformInfo.properties
file.
Table B-1 Property Files Loaded from platformInfo.properties File
Loading Order Property File Name Type Description
1Paths.properties Generic Contains arguments that need to be
passed every time the commands
listed in this file are run.
2sPaths.propertie
s
Generic Contains paths for all the
commands that need to be run,
regardless of the operating system.
Validating Command Locations B-1

Table B-1 (Cont.) Property Files Loaded from platformInfo.properties File
Loading Order Property File Name Type Description
3ssPaths_<platfor
m>.properties
Operating
System-
Specific
Contains commands that need to be
run for a particular operating
system. For example,
ssPaths_linux_zseries64.pr
operties.
On Microsoft Windows, the path to
the Cygwin binaries is hardcoded in
the ssPaths_msplats.properties file.
If you install Cygwin in a location
other than c:\cygwin (default
location), it can cause the
Management Agent installation to
fail. To resolve this issue, you must
either install Cygwin in the default
directory (c:\cygwin), or update
this properties file with the correct
path to the Cygwin binaries.
4userPaths.proper
ties
Generic Contains variables that are used to
specify the command paths. You
must uncomment the variables that
you want to use and specify
appropriate values.
Keep in mind the following points:
• The property files mentioned in the platformInfo.properties file are loaded
one-by-one in ascending order. This means that command locations you specify in
the last file that is loaded will override the values you specified for the same key
in the previously loaded property file.
For example, spaths.properties is loaded before ssPaths.properties. So
if the default location for the scp executable in sPaths.properties file
is /usr/local/bin/scp, and if location for the same executable in the
ssPaths.properties file is /usr/bin/scp, then the value in the latter file
takes precedence over the former file.
• If you want to include other command variables, then you can do one of the
following:
– Specify the additional command variables in sPaths.properties,
ssPaths_<platform>.properties, or userPaths.properties.
– Create a new property file with additional command variables. Then,
mention the name of this new property file in
platforminfo.properties.
B.2 Validating the Command Locations
The default command locations specified in the property files can vary between hosts
and operating systems. Therefore, it is important to verify the command locations
before you install a Management Agent.
To validate the command locations, follow these steps:
Validating the Command Locations
B-2 Oracle Enterprise Manager Cloud Control Basic Installation Guide

1. Access the platformInfo.properties file from the following location of the
middleware home, and make note of the property files you need to validate for
your platform:
$<MW_HOME>/oui/prov/resources
2. (Not required if the OMS host runs on Microsoft Windows) Access each of the property
files you noted in Step (1), and verify that the command locations mentioned for
the following variables map to valid locations on the OMS host:
•SSH_PATH
•SCP_PATH
•SH_PATH
3. Access each of the property files you noted in Step (1), and verify that the
command locations mentioned for the following variables also map to valid
locations on the destination host:
•SCP_PATH
•SH_PATH
•SSH_PATH
•CHMOD_PATH
•MKDIR_PATH
•RM_PATH
•LS_PATH
Validating the Command Locations
Validating Command Locations B-3

Validating the Command Locations
B-4 Cloud Control Basic Installation Guide

C
Creating a Database Instance with
Preconfigured Repository Using Database
Templates
While installing Enterprise Manager Cloud Control, you must provide the details of a
database where Oracle Management Repository (Management Repository) can be
configured to store all Enterprise Manager-related data. Although the Enterprise
Manager Cloud Control Installation Wizard is capable of configuring the Management
Repository in the specified database, you can optionally choose to preconfigure the
Management Repository in your database beforehand. This saves installation time.
This appendix describes how you can preconfigure the Management Repository. In
particular, this appendix covers the following:
•About Preconfiguring the Management Repository in Your Database
•Creating a Database Instance with Preconfigured Repository Using Database
Templates
C.1 About Preconfiguring the Management Repository in Your Database
While installing Enterprise Manager Cloud Control, you must provide the details of a
database where the Management Repository can be configured to store all Enterprise
Manager-related data. Although the Enterprise Manager Cloud Control Installation
Wizard is capable of configuring the Management Repository in the specified
database, you can optionally choose to preconfigure the Management Repository in
your database beforehand. This saves installation time.
To preconfigure the Management Repository in your database, use the database
templates offered by Oracle. These database templates first create a database instance,
and then preconfigure the Management Repository in it. The templates preconfigure
the Management Repository with database parameters that are required for each
deployment size—small, medium, and large.
To create a database instance with a preconfigured Management Repository using the
database templates offered by Oracle, see Creating a Database Instance with
Preconfigured Repository Using Database Templates.
C.2 Creating a Database Instance with Preconfigured Repository Using
Database Templates
To create a database instance with a preconfigured Oracle Management Repository
using the database templates offered by Oracle, follow these steps:
1. Install Oracle Database 12c Release 1 (12.1.0.2.0) software on the host where you
want to create the database.
Creating a Database Instance with Preconfigured Repository Using Database Templates C-1

Oracle recommends a software-only installation, although you can perform a
normal, regular database installation and then invoke Database Configuration
Assistant to use the template.
For instructions, refer to the Oracle Database Installation Guide available at:
http://www.oracle.com/technetwork/database/enterprise-
edition/documentation/index.html
2. From the following Oracle Technology Network (OTN) URL, download the
12.1.0.2.0_Database_Template_for_EM13_2_0_0_0_<platform>.zip
file specific to the platform on which you have installed Oracle Database 12c
Release 1 (12.1.0.2.0). This ZIP file will work only with Oracle Database 12c Release
1 (12.1.0.2.0).
http://www.oracle.com/technetwork/oem/enterprise-manager/
downloads/index.html
Caution:
Make sure that the
12.1.0.2.0_Database_Template_for_EM13_2_0_0_0_<platform>.z
ip file is used only for Enterprise Manager Cloud Control 13c Release 2. Do
NOT use it for any earlier release of Enterprise Manager Cloud Control.
3. Extract the
12.1.0.2.0_Database_Template_for_EM13_2_0_0_0_<platform>.zip
file to the following location on the database host.
$<DB_HOME>/assistants/dbca/templates
For example,
/u01/software/oracle/database/dbhome_1/assistants/dbca/
templates
Table C-1 lists the contents of the
12.1.0.2.0_Database_Template_for_EM13_2_0_0_0_<platform>.zip
file:
Table C-1 Contents of
12.1.0.2.0_Database_Template_for_EM13_2_0_0_0_<platform>.zip
File Name Description
12.1.0.2.0_Database_Template_for
_EM13_2_0_0_0_Large_deployment.d
bc
The .dbc file for large deployments.
12.1.0.2.0_Database_Template_for
_EM13_2_0_0_0_Medium_deployment.
dbc
The .dbc file for medium deployments.
12.1.0.2.0_Database_Template_for
_EM13_2_0_0_0_Small_deployment.d
bc
The .dbc file for small deployments.
12.1.0.2.0_Database_Template_for
_EM13_2_0_0_0.ctl
The .ctl file required by the .dbc file.
Creating a Database Instance with Preconfigured Repository Using Database Templates
C-2 Oracle Enterprise Manager Cloud Control Basic Installation Guide

Table C-1 (Cont.) Contents of
12.1.0.2.0_Database_Template_for_EM13_2_0_0_0_<platform>.zip
File Name Description
12.1.0.2.0_Database_Template_for
_EM13_2_0_0_0.dfb
The .dbf file required by the .dbc file.
set_repo_param_12.1.0.2.0_Databa
se_SQL_for_EM13_2_0_0_0_Large_de
ployment.sql
The .sql file for setting database
parameters and converting the
Management Repository to support large
deployments.
set_repo_param_12.1.0.2.0_Databa
se_SQL_for_EM13_2_0_0_0_Medium_d
eployment.sql
The .sql file for setting database
parameters and converting the
Management Repository to support
medium deployments.
set_repo_param_12.1.0.2.0_Databa
se_SQL_for_EM13_2_0_0_0_Small_de
ployment.sql
The .sql file for setting database
parameters and converting the
Management Repository to support small
deployments.
shpool_12.1.0.2.0_Database_SQL_f
or_EM13_2_0_0_0.sql
The .sql file required by the .dbc file for
setting shared pool size as per the
requirement.
4. Create the database by running Oracle Database Configuration Assistant from
<DB_HOME>/bin/dbca. On the Database Templates screen, select the template
that matches the deployment size of your choice.
WARNING:
When you run Oracle Database Configuration Assistant to create the database,
on the Management Options screen, by default the Configure Enterprise
Manager (EM) Database Express option is selected. Make sure you DESELECT
it. This option creates DB Control objects in the database. If you select this
option, then you will not be able to use the database because it will contain
both DB Control objects and Cloud Control objects. The only way to overcome
this issue is to re-create the database, and then proceed.
WARNING:
When you run Oracle Database Configuration Assistant to create the database,
on the Database Content screen, by default the Run the following scripts option
is selected to run the shpool script. The script sets the shared pool in the
database. Make sure you RETAIN THE SELECTION. Do not deselect it.
Creating a Database Instance with Preconfigured Repository Using Database Templates
Creating a Database Instance with Preconfigured Repository Using Database Templates C-3

Note:
While creating the database, if you see any option in the Oracle Database
Configuration Assistant to unlock accounts, then ignore that option. Do not
unlock any account while creating the database. These accounts will be
automatically unlocked and set with a password you enter, by the Enterprise
Manager Cloud Control Installation Wizard when you install Enterprise
Manager Cloud Control. Therefore, there is no need to unlock them now while
creating the database.
Note:
For information about the configuration assistants run by the Enterprise
Manager Cloud Control Installation Wizard when a database preconfigured
with a Management Repository is used, see Oracle Enterprise Manager Cloud
Control Advanced Installation and Configuration Guide.
C.3 Creating a Database Instance with Preconfigured Repository Using
Database Templates for CDB and PDB
To create a database instance with a preconfigured Oracle Management Repository
using the database templates offered by Oracle, follow these steps:
1. Install Oracle Database 12c Release 1 (12.1.0.2.0) software on the host where you
want to create the database.
Oracle recommends a software-only installation, although you can perform a
normal, regular database installation and then invoke Database Configuration
Assistant to use the template.
For instructions, refer to the Oracle Database Installation Guide available at:
http://www.oracle.com/technetwork/database/enterprise-
edition/documentation/index.html
2. From the following Oracle Technology Network (OTN) URL, download the
12.1.0.2.0_Database_Template_with_cdbpdb_for_EM13_2_0_0_0_<pl
atform>.zip file specific to the platform on which you have installed Oracle
Database 12c Release 1 (12.1.0.2.0). This ZIP file will work only with Oracle
Database 12c Release 1 (12.1.0.2.0).
http://www.oracle.com/technetwork/oem/enterprise-manager/
downloads/index.html
Caution:
Make sure that the
12.1.0.2.0_Database_Template_with_cdbpdb_for_EM13_2_0_0_0_
<platform>.zip file is used only for Enterprise Manager Cloud Control 13c
Release 2. Do NOT use it for any earlier release of Enterprise Manager Cloud
Control.
Creating a Database Instance with Preconfigured Repository Using Database Templates for CDB and PDB
C-4 Oracle Enterprise Manager Cloud Control Basic Installation Guide

3. Extract the
12.1.0.2.0_Database_Template_with_cdbpdb_for_EM13_2_0_0_0_<pl
atform>.zip file to the following location on the database host.
$<DB_HOME>/assistants/dbca/templates
For example,
/u01/software/oracle/database/dbhome_1/assistants/dbca/
templates
Table C-1 lists the contents of the
12.1.0.2.0_Database_Template_with_cdbpdb_for_EM13_2_0_0_0_<pl
atform>.zip file:
Table C-2 Contents of
12.1.0.2.0_Database_Template_with_cdbpdb_for_EM13_2_0_0_0_<platform>.zip
File Name Description
12.1.0.2.0_Database_Template_wit
h_cdbpdb_for_EM13_2_0_0_0_Large_
deployment.dbc
The .dbc file for large deployments.
12.1.0.2.0_Database_Template_wit
h_cdbpdb_for_EM13_2_0_0_0_Medium
_deployment.dbc
The .dbc file for medium deployments.
12.1.0.2.0_Database_Template_wit
h_cdbpdb_for_EM13_2_0_0_0_Small_
deployment.dbc
The .dbc file for small deployments.
12.1.0.2.0_Database_Template_wit
h_cdbpdb_for_EM13_2_0_0_0.ctl
The .ctl file required by the .dbc file.
12.1.0.2.0_Database_Template_wit
h_cdbpdb_for_EM13_2_0_0_0.dfb1
The .dbf1 file required by the .dbc file.
12.1.0.2.0_Database_Template_wit
h_cdbpdb_for_EM13_2_0_0_0.dfb2
The .dbf2 file required by the .dbc file.
12.1.0.2.0_Database_Template_wit
h_cdbpdb_for_EM13_2_0_0_0.dfb3
The .dbf3 file required by the .dbc file.
set_repo_param_12.1.0.2.0_Databa
se_SQL_for_EM13_2_0_0_0_Large_de
ployment.sql
The .sql file for setting database
parameters and converting the
Management Repository to support large
deployments.
set_repo_param_12.1.0.2.0_Databa
se_SQL_for_EM13_2_0_0_0_Medium_d
eployment.sql
The .sql file for setting database
parameters and converting the
Management Repository to support
medium deployments.
set_repo_param_12.1.0.2.0_Databa
se_SQL_for_EM13_2_0_0_0_Small_de
ployment.sql
The .sql file for setting database
parameters and converting the
Management Repository to support small
deployments.
Creating a Database Instance with Preconfigured Repository Using Database Templates for CDB and PDB
Creating a Database Instance with Preconfigured Repository Using Database Templates C-5

Table C-2 (Cont.) Contents of
12.1.0.2.0_Database_Template_with_cdbpdb_for_EM13_2_0_0_0_<platform>.zip
File Name Description
shpool_12.1.0.2.0_Database_SQL_f
or_EM13_2_0_0_0.sql
The .sql file required by the .dbc file for
setting shared pool size as per the
requirement.
4. Create the database by running Oracle Database Configuration Assistant from
<DB_HOME>/bin/dbca. On the Database Templates screen, select the template
that matches the deployment size of your choice.
WARNING:
When you run Oracle Database Configuration Assistant to create the database,
on the Management Options screen, by default the Configure Enterprise
Manager (EM) Database Express option is selected. Make sure you DESELECT
it. This option creates DB Control objects in the database. If you select this
option, then you will not be able to use the database because it will contain
both DB Control objects and Cloud Control objects. The only way to overcome
this issue is to re-create the database, and then proceed.
WARNING:
When you run Oracle Database Configuration Assistant to create the database,
on the Database Content screen, by default the Run the following scripts option
is selected to run the shpool script. The script sets the shared pool in the
database. Make sure you RETAIN THE SELECTION. Do not deselect it.
Note:
While creating the database, if you see any option in the Oracle Database
Configuration Assistant to unlock accounts, then ignore that option. Do not
unlock any account while creating the database. These accounts will be
automatically unlocked and set with a password you enter, by the Enterprise
Manager Cloud Control Installation Wizard when you install Enterprise
Manager Cloud Control. Therefore, there is no need to unlock them now while
creating the database.
Note: The pdb name will always be empdbrepos irrespective of the cdb
name, if the pdb is created with the above listed templates. However, if the
cdb is created with <domain name> then the pdb will be
empdbrepos.<domain name>.
Creating a Database Instance with Preconfigured Repository Using Database Templates for CDB and PDB
C-6 Oracle Enterprise Manager Cloud Control Basic Installation Guide

Note:
For information about the configuration assistants run by the Enterprise
Manager Cloud Control Installation Wizard when a database preconfigured
with a Management Repository is used, see Oracle Enterprise Manager Cloud
Control Advanced Installation and Configuration Guide.
Creating a Database Instance with Preconfigured Repository Using Database Templates for CDB and PDB
Creating a Database Instance with Preconfigured Repository Using Database Templates C-7

Creating a Database Instance with Preconfigured Repository Using Database Templates for CDB and PDB
C-8 Cloud Control Basic Installation Guide

D
Accessing the Enterprise Manager
Certification Matrix
This appendix describes the following:
•Accessing the Enterprise Manager Certification Matrix
D.1 Accessing the Enterprise Manager Certification Matrix
To access the Enterprise Manager certification matrix, follow these steps:
1. Log in to My Oracle Support.
2. Click the Certifications tab.
3. On the Certifications page, in the Certification Search region, from the Product list,
select one of the following:
•Enterprise Manager Base Platform - OMS, to view the certification for OMS.
•Enterprise Manager Base Platform - Agent, to view the certification for
Management Agent.
4. From the Release list, select 13.2.0.0.0, and click Search.
Accessing the Enterprise Manager Certification Matrix D-1

Accessing the Enterprise Manager Certification Matrix
D-2 Cloud Control Basic Installation Guide

E
Installing Management Agents on Microsoft
Windows Target Hosts Without Using
Cygwin
Installing Management Agents on Microsoft Windows target hosts using the Add
Host Targets Wizard or EM CLI requires you to install Cygwin on each of the hosts, as
a prerequisite. If you do not want to install Cygwin on these hosts, you can install the
PsExec utility instead, and use it to install Management Agents on the Microsoft
Windows target hosts. This appendix describes how to perform this task. It consists of
the following sections:
•Installing Management Agents Using PsExec when the OMS Platform is Unix-
based
•Installing Management Agents Using PsExec when the OMS Platform is Microsoft
Windows
E.1 Installing Management Agents Using PsExec when the OMS Platform
is Unix-based
Note:
To install Management Agents on Microsoft Windows target hosts using
PsExec when the OMS platform is Unix-based, you need a Microsoft Windows
staging host server. Hence, ensure that a Microsoft Windows host that you can
use as a staging server exists in your enterprise.
To install the PsExec utility, and use it to install Management Agents on Microsoft
Windows target hosts when the OMS host runs on a Unix-based operating system,
follow these steps:
1. Download the PsExec utility onto the Microsoft Windows staging host server
from the following URL:
http://technet.microsoft.com/en-us/sysinternals/
bb897553.aspx
Extract the contents of the zip file to a particular directory.
Downloading the PsExec utility is a one-time activity. The PsExec utility must be
downloaded only onto the Microsoft Windows staging host server, and need not
be downloaded onto the Microsoft Windows target hosts.
2. Run the following command from the command prompt to verify that the PsExec
utility is functioning properly:
Installing Management Agents on Microsoft Windows Target Hosts Without Using Cygwin E-1

psexec calc
If the PsExec utility is functioning properly, the Microsoft Windows Calculator
application will start up.
3. Follow these steps to ensure that the required Management Agent software is
present on the Microsoft Windows staging host server:
a. Run the following command from the Oracle home of the OMS host to obtain
the list of platforms for which the Management Agent software is
downloaded and applied:
$<ORACLE_HOME>/bin/emcli get_supported_platforms
For example,
/u01/software/em13c/oraclehome/bin/emcli
get_supported_platforms
If the required Microsoft Windows platform does not appear in this list,
download and apply the Management Agent software for this platform using
Self Update. For information on how to do this, see Meeting the Management
Agent Software Prerequisites for Installing Standalone Management Agents
Using Add Host Targets Wizard or EM CLI.
b. Download the Management Agent software onto the Microsoft Windows
staging host server, and unzip it. To perform this task, use one of these
methods:
Method 1: Downloading the Software Using EM CLI from the OMS Host,
and Transferring It Using an FTP Client
Download the Management Agent software to a temporary directory on the
OMS host, then transfer the software to the staging host using WinSCP, or
any other FTP client. To download the Management Agent software to a
temporary directory on the OMS host, run the following command from the
Oracle home of the OMS host:
$<ORACLE_HOME>/bin/emcli get_agentimage -
destination=<download_directory> -platform="<platform>" -
version=<version>
For example,
/u01/software/em13c/oraclehome/bin/emcli get_agentimage -
destination=<download_directory> -platform="<platform>" -
version=<version>
After transferring the zip file to the staging host, verify its size and its
checksum value to ensure that the entire zip file was transferred. Unzip the
zip file. Set the ZIP_LOC environment variable to $ORACLE_HOME/bin/
zip, which is the location of the ZIP utility in the Oracle home of the OMS
host.
Method 2: Downloading the Software Using EM CLI from the Staging Host
Download EM CLI onto the staging host server.
For information on how to do this, see Downloading and Deploying EM CLI in
the Oracle Enterprise Manager Command Line Interface.
Installing Management Agents Using PsExec when the OMS Platform is Unix-based
E-2 Oracle Enterprise Manager Cloud Control Basic Installation Guide

After downloading EM CLI onto the staging host, ensure that you connect the
client to the OMS. For information on how to do this, see the 'Connecting the
EM CLI Client to OMS' section in the chapter referenced above.
Download the Management Agent software onto the staging host server by
running the following command:
<emcli_install_location>\emcli get_agentimage -
destination=<download_directory> -platform="<platform>" -
version=<version>
Unzip the Management Agent software zip file.
Note:
This step (downloading the required Management Agent software onto the
staging host) is a one-time activity. Once the required Management Agent
software is downloaded onto the staging host, it can be reused to deploy
Management Agents on any number of Microsoft Windows target hosts.
4. Download the agentDeployPsExec.bat script onto the staging host, from the
Oracle home of the OMS host:
$<ORACLE_HOME>/sysman/prov/agentpush/scripts/
agentDeployPsExec.bat
For example,
/u01/software/em13c/oraclehome/sysman/prov/agentpush/
scripts/agentDeployPsExec
5. Create a response file to specify the Management Agent install inputs. Table E-1
lists the mandatory parameters that you must include, and the optional
parameters that you can include in the response file.
Table E-1 Creating a Response File for Installing Management Agents Using
PsExec
Parameter Description
HOST_NAMES (Mandatory) Use this parameter to specify the names of the
Microsoft Windows target hosts on which you want to install
Management Agents. Use a colon (:) as a separator between
the host names.
USER_NAME (Mandatory) Use this parameter to specify the target host
login user name.
PASSWORD (Mandatory) Use this parameter to specify the target host
login password.
PSEXEC_DIR (Mandatory) Use this parameter to specify the absolute path to
the location where you downloaded and extracted the PsExec
utility.
AGENT_IMAGE_PATH (Mandatory) Use this parameter to specify the absolute path to
the location where you unzipped the Management Agent
software zip file.
Installing Management Agents Using PsExec when the OMS Platform is Unix-based
Installing Management Agents on Microsoft Windows Target Hosts Without Using Cygwin E-3

Table E-1 (Cont.) Creating a Response File for Installing Management Agents
Using PsExec
Parameter Description
AGENT_BASE_DIR (Mandatory) Use this parameter to specify the location of the
Management Agent install base directory.
AGENT_REGISTRATIO
N_PASSWORD
(Mandatory) Use this parameter to specify the password for
registering new Management Agents that join the Enterprise
Manager system.
EM_UPLOAD_PORT (Mandatory) Use this parameter to specify the upload port
(HTTP or HTTPS) for communicating with the OMS.
OMS_HOST (Mandatory) Use this parameter to specify the name of the
OMS host.
REMOTE_SYS_DIR (Mandatory) Use this parameter to specify the directory that
the PsExec utility must use internally to copy or transfer files.
Ensure that this parameter is set to C:\Windows or C:
\Windows\System32
ADDITIONAL_PARAM
ETERS
(Optional) Use this parameter to specify the list of additional
parameters that you want to use. Separate the parameters
using a colon.
PROPERTIES_FILE (Optional) Use this parameter to specify the absolute path to
the properties file.
LOG_LOC (Optional) Use this parameter to specify the location of the
Management Agent deployment logs.
6. If you have set the PERL5LIB environment variable on the staging host, delete it.
You can set this environment variable again after installing the Management
Agents.
7. Run the following command from the staging host to install Management Agents
on the selected Microsoft Windows target hosts:
C:\<location_of_downloaded_psexec_script>
\agentDeployPsExec.bat
PROPERTIES_FILE=<absolute_path_to_response_file>
For example, C:\stage\agentDeployPsExec.bat PROPERTIES_FILE=C:
\stage\input.txt
Note:
The Management Agent install log files are created in the location you
specified for the LOG_LOC response file parameter. If you didn't specify the
LOG_LOC parameter in the response file, the log files are created in the
directory that contains the agentDeployPsExec.bat script.
Installing Management Agents Using PsExec when the OMS Platform is Unix-based
E-4 Oracle Enterprise Manager Cloud Control Basic Installation Guide

E.2 Installing Management Agents Using PsExec when the OMS Platform
is Microsoft Windows
Note:
• To install Management Agents on Microsoft Windows hosts using PsExec
when the OMS platform is Microsoft Windows, you do not need a
separate Microsoft Windows staging host server.
• If the OMS software was installed in a drive other than C:\, then update
the SCRATCHPATH variable in <ORACLE_HOME>\oui\prov\resources
\ssPaths_msplats.properties.
For example, if the OMS software was installed in D:\, ensure that you
update the SCRATCHPATH variable to D:\tmpada.
To install the PsExec utility, and use it to install Management Agents on Microsoft
Windows hosts when the OMS host runs on Microsoft Windows, follow these steps:
1. Download the PsExec utility onto the OMS host from the following URL:
http://technet.microsoft.com/en-us/sysinternals/
bb897553.aspx
Extract the contents of the zip file to a particular directory.
Downloading the PsExec utility is a one-time activity. The PsExec utility must be
downloaded only onto the OMS host, and need not be downloaded onto the
Microsoft Windows target hosts.
2. Run the following command from the command prompt to verify that the PsExec
utility is functioning properly:
psexec calc
If the PsExec utility is functioning properly, the Microsoft Windows Calculator
application will start up.
3. Follow these steps to ensure that the required Management Agent software is
present on the OMS host:
a. Run the following command to obtain the list of platforms for which the
Management Agent software is downloaded and applied:
$<ORACLE_HOME>\bin\emcli get_supported_platforms
For example,
C:\u01\software\em13c\oraclehome\bin\emcli
get_supported_platforms
If the required Microsoft Windows platform does not appear in this list,
download and apply the Management Agent software for this platform using
Self Update. For information on how to do this, see Meeting the Management
Agent Software Prerequisites for Installing Standalone Management Agents
Using Add Host Targets Wizard or EM CLI.
Installing Management Agents Using PsExec when the OMS Platform is Microsoft Windows
Installing Management Agents on Microsoft Windows Target Hosts Without Using Cygwin E-5

b. Download the Management Agent software to a temporary directory on the
OMS host:
$<ORACLE_HOME>\bin\emcli get_agentimage -
destination=<download_directory> -platform="<platform>" -
version=<version>
For example,
.\emcli get_agentimage -destination=C:\temp -
platform="Microsoft Windows x64 (64-bit)" -
version=13.2.0.0.0
Unzip the Management Agent software zip file. Set the ZIP_LOC
environment variable to $ORACLE_HOME\bin\zip, which is the location of
the ZIP utility in the Oracle home of the OMS host.
Note:
This step (downloading the required Management Agent software onto the
OMS host) is a one-time activity. Once the required Management Agent
software is downloaded onto the OMS host, it can be reused to deploy
Management Agents on any number of Microsoft Windows target hosts.
4. Create a response file to specify the Management Agent install inputs. Table E-1
lists the mandatory parameters that you must include, and the optional
parameters that you can include in the response file.
5. If you have set the PERL5LIB environment variable on the OMS host, delete it.
You can set this environment variable again after installing the Management
Agents.
6. Run the following command from the OMS host to install Management Agents on
the selected Microsoft Windows hosts:
$<ORACLE_HOME>\sysman\prov\agentpush\scripts
\agentDeployPsExec.bat
PROPERTIES_FILE=<absolute_path_to_response_file>
For example, C:\u01\software\em13c\oraclehome\sysman\prov
\agentpush\scripts\agentDeployPsExec.bat PROPERTIES_FILE=C:
\stage\input.txt.
Note:
The Management Agent install log files are created in the location you
specified for the LOG_LOC response file parameter. If you didn't specify the
LOG_LOC parameter in the response file, the log files are created in the
directory that contains the agentDeployPsExec.bat script.
Installing Management Agents Using PsExec when the OMS Platform is Microsoft Windows
E-6 Oracle Enterprise Manager Cloud Control Basic Installation Guide

F
Installing Browser Certificates
When you connect to Enterprise Manager via HTTPS, the OMS presents your browser
with a certificate to verify the identity of the OMS. This certificate has been verified by
a third party that your computer trusts. When a Web browser encounters an untrusted
certificate, it generates security alert messages. The security alert dialog boxes appear
because Enterprise Manager Framework Security is enabled, but you have not secured
your Web tier properly.
Oracle requires that you import these browser certificates to the browser's list of
trusted root certificates to eliminate the certificate security alerts in future browser
sessions.
This appendix describes the following:
•Installing Browser Certificates to Google Chrome Version 44+
F.1 Installing Browser Certificates to Google Chrome Version 44+
To import browser certificates to Google Chrome version 44+, follow these steps:
1. On the Privacy error page, click Advanced. Then click Proceed to <host_name>
(unsafe).
Installing Browser Certificates F-1

2. In the address bar of the Enterprise Manager Cloud Control Login page, click the
red cross mark on the lock icon next to https.
Installing Browser Certificates to Google Chrome Version 44+
F-2 Oracle Enterprise Manager Cloud Control Basic Installation Guide

3. In the pop-up, in the Connection tab, click Certificate Information.
4. In the Certificate dialog, click the Certification Path tab.
5. Select the root node in the list of certificate paths.
Installing Browser Certificates to Google Chrome Version 44+
Installing Browser Certificates F-3

6. Click View Certificate.
7. In the second Certificate dialog, click the Details tab.
8. Click Copy to File.
9. In the Certificate Export Wizard, accept the default settings, enter a meaningful
certificate name to export it to your local system, and click Finish. Now the
certificate is exported successfully.
10. In the Certificate Export Wizard success message, click OK.
11. In the second Certificate dialog, click OK.
12. In the first Certificate dialog, click OK.
13. From the browser's menu, select Settings.
Installing Browser Certificates to Google Chrome Version 44+
F-4 Oracle Enterprise Manager Cloud Control Basic Installation Guide

14. On the Settings page, in the top-right Search settings field, enter Certificates.
Installing Browser Certificates to Google Chrome Version 44+
Installing Browser Certificates F-5

15. In the HTTPS/SSL section, click Manage certificates.
16. In the Certificate dialog, click the Trusted Root Certification Authorities tab.
17. Click Import...
18. In the Certificate Import Wizard, click Next, then select the certificate you exported
in Step (9), accept the default settings, and then click Finish.
19. In the Security Warning dialog, click Yes.
20. In the Certificate Import Wizard success message, click OK.
21. In the Certificates dialog, click Close.
22. Restart the browser.
23. Now when you navigate to the Enterprise Manager Cloud Control Login page, you
should see a green lock icon next to https in the address bar.
Installing Browser Certificates to Google Chrome Version 44+
F-6 Oracle Enterprise Manager Cloud Control Basic Installation Guide

Index
A
Access Control List, 5-13, 7-5
Add Host Targets Wizard
Cygwin, 4-1
PsExec, E-1
Add Hosts Targets Wizard
Cygwin, 6-11
additional parameters
entering parameters, 6-32, 6-63
supported additional parameters, 6-46
administrator passwords, 5-17, 5-28
agent base directories
path validation rules, 5-13
agent base directory, 6-20
allroot.sh script, 5-63, 5-64
Application Performance Management
Java Virtual Machine Diagnostics, 8-1
Auto Update, 5-17
B
browser, 6-22
browser requirements, 7-16
C
central inventory
hard disk space, 5-14, 7-13
permission, 5-16
space, 5-14
Central Inventory, 7-13
certification matrix, 5-11, D-1, F-1
CLASSPATH environment variables, 5-14
command locations
validating, B-1, B-2
concurrent I/O, 5-10
configuration assistant failures, 5-34
configuration assistants
running
for new Enterprise Manager install, 5-6
configuration data tablespace, 5-35
CPU, 1-2
CPUs
for Oracle Management Service, 1-1
Cygwin
certified and supported version, 4-1
configuring SSH after installing Cygwin, 4-9
cygwin.bat script, 4-10
install procedure, 4-4
overview, 4-1
packages, 4-8
postinstallation tasks, 4-9, 4-13
preinstall tasks, 4-2
purpose, 4-1
SSH daemon, 4-1
testing the installation, 4-9
cygwin.bat script, 4-10
D
database
preconfiguring a Management Repository, 5-11
database templates
changing the deploment sizes, 5-62
download templates, C-2, C-4
extract templates, C-2, C-5
overview, C-1
providing details, 5-28, 5-48
purpose, C-1
resetting user account passwords, 5-29, 5-49
SQL scripts, 5-62
temlate files, C-1
template files, C-4
database version, 5-11
databases
configuring with templates, 5-62
connecting to a preconfigured database, 5-50
entering connection details, 5-48
preconfiguring a Management Repository, C-1,
C-4
setting database parameters, 5-62
supported databases, 5-11
supported version, 5-11
demonstration sites, 5-17
deployment procedure, 7-2
Index-1

deployment size
overview, 5-3
running prerequisite checks, 5-3
selecting different size, 5-50
selecting in advanced installation, 5-3
setting database parameters, 5-3
deployment sizes
changing deployment sizes, 5-62
selecting, 5-49
selecting different size, 5-62
size mismatch, 5-50
target count, agent count, session count, 5-35
directories
OMS instance base directory, 7-16
PAF staging directories, 5-60
temporary directory, 5-14
white spaces, 5-8, 5-19
E
EM CLI verbs
get_targets, 6-35, 6-65
list_add_host_platforms, 6-35, 6-41, 6-65
submit_add_host, 6-36, 6-42, 6-66
EM prerequisite kit
manually running, 5-65
encryption key, 5-68, 7-24
Enterprise Manager Cloud Control
installation
administrator passwords, 5-28
advanced, 5-35
advanced configuration, 5-35
advanced installer options, 5-60
auto-discovery of targets, 5-66
certification matrix, D-1, F-1
components installed, 5-4
deploying plug-ins, 5-46
deployment sizes, 5-49
environment variable, 5-8
evaluation, 5-17
facts, 5-7
internet connections, 5-17
limitations, 5-61
middleware home contents, 5-7
OMS instance base location, 5-5
overview, 5-1
ports, 5-17
postinstall steps, 5-63
preconfiguring the Management repository,
C-1
prerequisite checks, 5-23, 5-42
prerequisites, 5-10
selecting installation types, 5-24, 5-43
simple, 5-17
simple configuration, 5-17
kernel parameters, 2-1, 2-9
Enterprise Manager Cloud Control (continued)
libraries, 2-1, 2-11
packages, 2-1
preconfigured Management Repository, 5-11
Enterprise Manager Prerequisite Kit
invocation type
automatic, A-5
manual, A-4
log files
emprereqkit.log, A-3
emprereqkit.out, A-4
overview, A-1
repository prerequisites, A-5
results on the GUI, A-2
running the kit, A-1
F
file descriptors, 5-15, 7-14
files
oraInst.loc, 3-3
firewalls, 7-13
FTP, 7-17
G
groups
creating the oinstall group, 3-2
groups and users, 3-1
H
hard disk space
for Oracle Management Agent, 1-3
for Oracle Management Repository, 1-5
for Oracle Management Service, 1-1
hardware
advanced installation
large, 1-2, 1-3
medium, 1-2, 1-3
small, 1-2, 1-3
hardware requirements, 1-1
heap size
for Oracle Management Service, 1-1
high availability configuration, 7-6
host file, 5-15
host files, 5-15, 7-15
I
installation
additional Oracle Management Service, 7-1
administrator password, 5-28
advanced, 5-35
advanced installation
default plug-ins installed, 5-3
targets monitored, 5-3
Index-2

installation (continued)
components configured, 5-4
demonstration site, 5-2
demonstration sites, 5-17
deploying plug-ins, 5-46
deployment sizes, 5-49
directory structure
for central agent, 5-7
for Oracle Management Service, 5-7
overview, 5-6
evaluation, 5-17
firewalls, 7-13
installation types, 5-2
internet connections, 5-17
invoking the installation wizard, 5-18
Management Agents, 6-1
on NFS-mounted location, 5-13, 7-5
overview, 5-1
permissions, 7-12
ports, 5-17
preconfigured Management Repository, 5-11
production sites, 5-35
proximity, 7-13
selecting installation types, 5-24, 5-43
simple, 5-17
simple installation
database parameters, 5-3
default plug-ins installed, 5-3
higher values, 5-3
targets monitored, 5-3
software updates, 5-20
installation base directory
entering location, 6-26, 6-58
permission, 6-13
requirements, 6-20
installation wizards
invoking
one Microsoft Windows, 5-19, 5-37
one Unix, 5-19, 5-37
installing user, 5-16
instance directory
entering location, 6-26, 6-58
internet connections, 5-17
IP addresses, 7-16
J
Java Virtual Machine Diagnostics, 8-1
See also JVMD Diagnostics
Java Virtual Machine Pools, 8-5
JVM Diagnostics
installation
facts, 8-2
overview, 8-1
postinstallation steps, 8-5
prerequisites, 8-3
JVM Diagnostics (continued)
supported JDK version, 8-3
JVM Diagnostics Administrator privilege, 8-3
JVM diagnostics data tablespace, 5-35
JVMD Agents
install prerequisites, 8-3
install procedure, 8-3
overview, 8-1
JVMD Engines
install prerequisites, 8-3
overview, 8-1
JVMD targets, 8-5
K
kernel parameters
for Oracle Management Agent, 2-11
for Oracle Management Service, 2-9
verifying, 2-9
L
libraries
for Oracle Management Agent, 2-12
for Oracle Management Service, 2-11
locked user account, 6-7
M
management agent
installation
verifying, 6-49
property files, B-1
Management Agent directory structure, 6-5
Management Agent installation
acquiring Management Agent software
in offline mode, 6-24
in online mode, 6-23
additional parameters, 6-32, 6-46, 6-63
agent base directory, 6-20, 6-30, 6-60
Central Inventory, 6-21
directory structure, 6-5
hardware requirements, 6-11
host list file, 6-28, 6-59
installing using Add Host Targets Wizard, 6-26
installing using EM CLI, 6-34, 6-40, 6-65
instance directory, 6-30, 6-61
Management Agent patches, 6-7
Management Agent software requirements, 6-6,
6-23
operating system requirements, 6-11
overview, 6-5
ports, 6-32, 6-62
post install tasks, 6-49
preinstallation and postinstallation scripts, 6-32,
6-63
Index-3

Management Agent installation (continued)
privilege delegation settings, 6-31, 6-62
rolling deployment, 6-10, 6-32, 6-36, 6-42, 6-63,
6-66
Self Update, 6-23
SSH public key authentication, 6-8
things to know before installing, 6-6
tracking progress, 6-33, 6-37, 6-43, 6-64, 6-70
troubleshooting, 6-32, 6-38, 6-44, 6-64, 6-71
using named credentials, 6-30, 6-61
verifying the installation, 6-49
Management Agent installation on Microsoft
Windows hosts, E-1
management service
changing password, 5-68
management tablespaces, 5-35
Middleware Diagnostics, 8-1
middleware home
location requirements, 7-10
new Enterprise Manager installation
directory structure, 5-7
permission, 7-12
middleware homes
path validation rules, 5-13
My Oracle Support
enabling Oracle Configuration Manager, 5-20
enaling Oracle Configuration Manager, 5-38
entering credentials, 5-20, 5-38
N
named credentials, 6-7, 6-26, 6-58, 7-19
new credentials, 7-19
NFS-mounted location, 5-13, 7-5
node manager, 5-5
Node Manager, 5-47
O
oinstall group
creating, 3-2
description, 3-1
OMS
verifying status, 5-64
OMS instance base location
permission, 5-16, 7-12
space, 7-10
OpenSSH, 6-7
operating system groups
creating
Oracle Inventory group, 3-2
creating the oinstall group, 3-2
oinstall, 3-1
Oracle Inventory group, 3-1
overview, 3-1
requirements, 3-1
operating system users
operating system users (continued)
creating, 3-2, 3-3
creating the oracle user, 3-3
modifying, 3-4
oracle, 3-1
Oracle software owner user, 3-1
overview, 3-1
requirements, 3-1
Oracle Configuration Manager, 5-20, 5-38, 7-9, 7-20
Oracle Inventory
pointer file, 3-3
Oracle Inventory group
creating, 3-2
description, 3-1
Oracle Management Agent
hard disk space, 1-3
installation
additional parameters, 6-26, 6-58
facts, 6-6
installation base directory requirements, 6-20
installing on Oracle RAC cluster, 6-7
instance directory, 6-13
overview, 6-5
path validation, 6-19
permission, 6-13
plug-ins configured, 6-10
ports, 6-32, 6-62
postinstall steps, 6-49
postinstallation scripts, 6-32, 6-63
procedure, 6-26
software availability, 6-19
supported additional parameters, 6-46
verifying the installation, 6-49
RAM size, 1-3
verifying status, 5-64
Oracle Management Repository
connecting from multiple OMS instances, 7-2
hard disk space, 1-5
RAM size, 1-5
Oracle Management Service
cloning, 7-2
CPU, 1-1
hard disk space, 1-1
heap size, 1-1
installation
facts, 7-2
file transfer options, 7-17
ports, 7-18
postinstall steps, 7-20
prerequisites, 7-3
installing
Add Management Service deployment
procedure, 7-2
installing additional OMS, 7-1
RAM size, 1-1
Oracle RAC SCAN, 5-30, 5-49, 5-51
Index-4

Oracle software owner user
creating, 3-3
description, 3-1
Oracle Software Owner user
creating, 3-3
oracle user
creating, 3-3, 3-4
description, 3-1
Oracle WebLogic Server
Oracle WebLogic domain, 5-5
oraInst.loc file
location, 3-3
location of, 3-3
oraInstroot.sh script, 5-63, 6-50
Oralce Management Service
installation
procedure, 7-16
P
packages
deinstalling, 2-7
for Oracle Management Agent, 2-6
for Oracle Management Service, 2-3
identifying, 2-2
identifying installed packages, 2-2
verifying, 2-1
passwd command, 3-4
PATH environment variable, 6-18
Paths.properties file, B-1
permissions, 5-16
physical memory, 1-1
platformInfo.properties file, B-2, B-3
plug-ins
downloading plug-ins, 5-61
selecting plug-ins, 5-46
verifying installation, 5-65, 6-50
ports
customizing, 5-57
new Enterprise Manager installation, 5-17
postinstallation scripts, 6-22, 6-32, 6-63
preconfigured Management Repository, 5-11
preconfigured repository
overview, 5-28, 5-48
providing details, 5-28, 5-48
preferred credentials, 7-19
preinstallation scripts, 6-22, 6-32, 6-63
prerequisite checks
entering details, 5-23, 5-42
status, 5-23, 5-42
privileged delegation setting, 6-11, 6-26, 6-58
production sites, 5-35
property files
overview, B-1
platformInfo.properties file, B-1
PsExec utility
downloading, E-1, E-5
PsExec utility (continued)
installing Management Agents using PsExec, E-1,
E-5
overview, E-1
R
RAM, 1-2
RAM size
for Oracle Management Agent, 1-3
for Oracle Management Repository, 1-5
for Oracle Management Service, 1-1
registration passwords, 5-35
repository prerequisites, 5-65
root squash, 5-13, 7-5
root.sh script, 6-50
S
Server Load Balancer
SLB monitors, 7-21
SLB pools, 7-21
server load balancers
requirements, 7-10
SLB monitors, 7-11
SLB pools, 7-11
virtual servers, 7-11
session name
format, 6-27, 6-58
overview, 6-27, 6-58
shared directory
space, 7-9
software library accessibility, 7-11
software updates
download issues, 5-21
installing from local directory, 5-17, 5-35
installing from My Oracle Support, 5-17, 5-35
offline, 5-17, 5-35
online, 5-17, 5-35
overview, 5-20, 5-39
searching, 5-20
SPARC series
T1000, 1-1
sPaths.properties file, B-1, B-2
SSH, 6-7, 6-18
SSH daemon, 4-1, 4-4, 4-11
SSH public key authentication, 6-8
SSH1, 6-7
SSH2, 6-7
ssPaths.properties file, B-2
staging location
destination, 7-12, 7-16
source, 7-12, 7-18
SUDO, 6-16, 6-17
support workbench metrics, 6-10
symlink, 5-8
Index-5

SYSMAN, 5-29
SYSMAN passwords, 5-35
SYSMAN_APM, 5-29, 5-49
SYSMAN_MDS, 5-29, 5-49
SYSMAN_OPSS, 5-29, 5-49
T
temporary directory
permission, 5-16, 7-12
space, 5-14, 7-9
U
UMASK, 7-14
UMASK value, 5-14
UMASK values, 5-14, 7-14
UNIX commands
passwd, 3-4
useradd, 3-4
UNIX commands (continued)
UNIX users
creating the oracle user, 3-3
useradd command, 3-4
userPaths.properties file, B-2
users
creating the oracle user, 3-3
Oracle software owner user, 3-1
V
validating command locations, B-1, B-2
W
webLogic domain, 5-5
X
XML DB, 5-9
Index-6
