CTS330 Lab # 1 – Getting Started With SQL Server Project One Instructions
ProjectOneInstructions
User Manual:
Open the PDF directly: View PDF
.
Page Count: 7

CSCI3287 Database Systems
Project Number One – SQL
CSCI 3287 Database Systems Page 1
Overview
This Project is worth 150 points (out of 1000) toward your final grade. It is due on Sunday, October 28,
at 11:59 p.m. Late submissions will be penalized 20% during a 3-day grace period up until Wednesday,
October 31, 11:59 p.m. After that time, no late work will be accepted. Your project submission should
be a document saved and submitted as a PDF file via the link found in the Project section of the “Week 8
Moodle October 15 - 21” -- which is the same place where you found this file.
This Project will give you hands-on practice in working with MySQL and the SQL language. In this Project
you will create a database and populate it with data using the scripts provided. You will use the
database you create for running some analytical queries and answering a few questions.
“Pair-Programming” is allowed on this project assignment. Maximum “pair” size is TWO students. Each
student must submit his/her own assignment submission document. Each submission document must
contain the names of BOTH students working as a team.
Objectives
1. Become familiar with the SQL language & syntax for SELECT queries, DDL and DML
2. Become familiar with a tool of your choice for building and submitting queries (whether
command mode or GUI.)
3. Successfully run the scripts necessary to create a sample database, verify that your database is
correctly built.
4. Run SQL queries against your database to answer the assigned problems.
Step One: Downloading and Installing MySQL
For this project assignment you will need to download and install MySQL on your computer. How you do
this will depend on what type of computer you have and what Operating System it is running.
You will want to download MySQL Community Server 8.0.* The current release number changes
from time to time. As of this writing, the most recent release is 8.0.12. If for some reason you don’t
want to use version 8.0 – for example if you already have version 5.7 running on your computer, you can
use version 5.7.x. Either version will work fine.
Do NOT download “MySQL Cluster” software -- similar name, but a VERY different DBMS product.

CSCI3287 Database Systems
Project Number One – SQL
CSCI 3287 Database Systems Page 2
This page (below) contains online documentation links where you can find help with the download and
installation if you need it.
The download you need can be found here: https://dev.mysql.com/downloads/mysql/
Choose the download file that matches your computer’s OS and version.
Once you have downloaded and installed MySQL, you should launch the MySQL instance so that it is
running in the background on your computer.
Step Two: Choose Your Preferred Query Editor Tool
In order to create SQL queries and run them against your MySQL database, you will need a tool or a
user interface through which you can create and execute queries, and then view/copy/export the
answer set.
The default is the mysqld command line interface. This command line interface is installed with MySQL
and is similar to using the Linux shell. If you choose to do your queries via the MySQL command line
interface, you do not need to download/install any query tool.
However, managing and running queries against MySQL databases is simpler, faster and easier if you use
a GUI (graphic user interface) tool. There are many available.
You have seen your instructor use SQLYog in class. It is a great tool, but it costs money, and it only
works on a Windows PC. It comes with a free 14-day trial. SQLYog can be downloaded here:
https://www.webyog.com/product/sqlyog
You can use MySQL Workbench. You have seen your instructor use MySQL Workbench in class to create
an ERD (Entity Relationship Diagram) data model and then generate SQL to create tables. MySQL
Workbench is free. You can use MySQL Workbench to build and submit queries against your database. It
is available here: https://dev.mysql.com/downloads/workbench/
MySQL offers versions for Windows, Linux, MAC.
A great open source alternative is DBeaver. The community edition is free and it comes with versions for
many different OS builds and works fine with MySQL. https://dbeaver.jkiss.org/download/
Another alternative for MAC users is DataGrip. https://www.jetbrains.com/datagrip/ They offer a free
30-day trial, and a special free edition for students that you can sign up for.

CSCI3287 Database Systems
Project Number One – SQL
CSCI 3287 Database Systems Page 3
Step Three: Creating the Database
Once you have selected your query editor, you need to download the “ClassicModelsCreate” script file
from Moodle, unzip it and execute it. It will create your database and tables, and then load the tables
with data. The script runs fine as-is without any modification.
Before you can create your database, you need to make sure that your instance of MySQL is running in
the background.
Then using your query editor, you must connect to the running MySQL instance prior to running the
script.
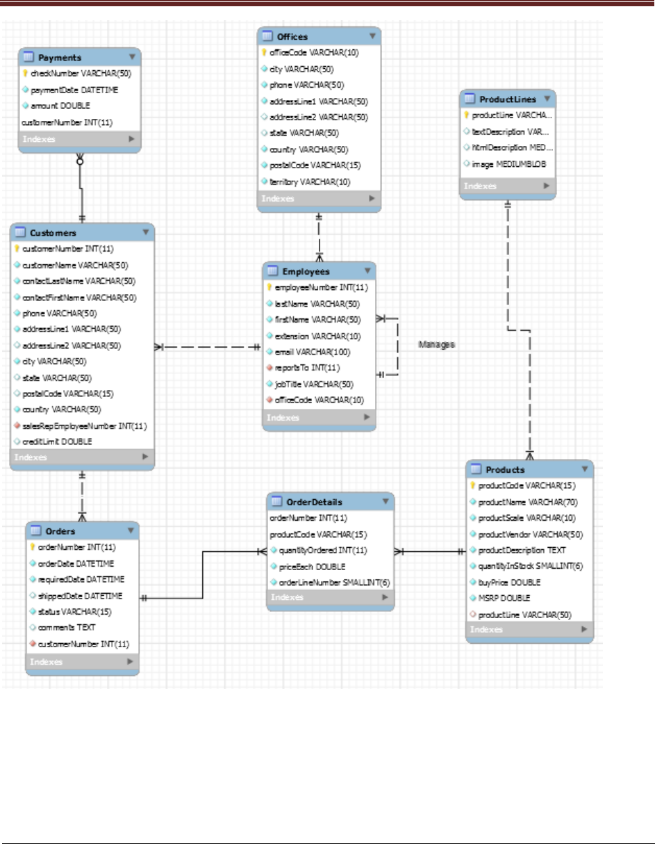
HINT: You should download and print this ERD (below) and keep it handy when you are writing your
queries. It is very helpful to have table and column names in front of you when writing SQL
queries.
MySQL Sample Database Schema
The MySQL sample “Classic Models” database schema consists of the following tables:
Customers stores customer data.
Products stores a list of scale model cars.
ProductLines stores a list of product line categories.
Orders stores sales orders placed by customers.
OrderDetails stores sales order line items for each sales order.
Payments stores payments made by customers based on their accounts
Employees stores all employee information as well as the organization structure such as
who reports to whom.
Offices stores sales office data.

CSCI3287 Database Systems
Project Number One – SQL
CSCI 3287 Database Systems Page 4
Note: GUI Query Editor Users: After you run some queries to create your tables, you might expect the
new tables to immediately appear under the “object explorer” on the left side of your GUI query
editor. They will eventually show up, but to see them appear right away, you will need to click
on the “refresh” icon (if your tool has one.) If this icon does not appear, then click somewhere
within your “object explorer” and the newly created tables should appear. (Depends on your
query tool…)

CSCI3287 Database Systems
Project Number One – SQL
CSCI 3287 Database Systems Page 5
If you are using the command line editor, you can enter SHOW TABLES and MySQL will show
you all the tables in your database.
After running the unzipped script file to create and load your database, you must run the following
“Verify” script to ensure that your database is built correctly.
Verify Script:
You should see the following tables and row counts for your Classic Models database.
table_schema
table_name
table_rows
classicmodels
customers
122
classicmodels
employees
23
classicmodels
offices
7
classicmodels
orderdetails
2996
classicmodels
orders
326
classicmodels
payments
273
classicmodels
productlines
7
classicmodels
products
110
Preparing Your Project Submission
Your results for this homework assignment should be captured in a document (such as a .txt file, MS
Word or similar tool.) Please then save your final deliverable document as a PDF. Use the link found in
the Project Assignment section of WEEK EIGHT in the Moodle site to submit your work for grading. If you
are doing PAIR PROGRAMMING on this assignment, please be sure to identify the name of your
programming partner on your submission. You must EACH submit your own results document for this
homework.
You must turn in BOTH your SQL Code and your ANSWER SET (unless otherwise specified.)
SELECT table_schema, table_name, table_rows
FROM information_schema.tables
WHERE TABLE_SCHEMA LIKE 'classic%';

CSCI3287 Database Systems
Project Number One – SQL
CSCI 3287 Database Systems Page 6
For each problem where a multi-row answer set is created, the number of rows you should expect in
your answer set is listed in parentheses after the problem/question. Some queries will product NO
answer set.
Query Problems
For this project you must create and execute queries against the ClassicModels database to fulfill the
requirements listed below. For each query requirement, as a “hint”, the number of rows to expect in
your answer set is listed in parentheses.
1. List all the information in the Offices table. (7)
2. List the EmployeeNumber, LastName, FirstName, Extension for all employees working out of the
Paris, France office. (5)
3. List the ProductCode, ProductName, ProductVendor, QuantityInStock for all products in the “Classic
Cars” product line with a QuantityInStock between 5000 and 7000. (7)
4. List the ProductCode, ProductName, ProductVendor, BuyPrice and MSRP for the least expensive
(lowest MSRP) product sold by ClassicModels. (“MSRP” is the Manufacturer’s Suggested Retail Price.)
(1)
5. What is the ProductName and Profit of the product that has the highest profit (profit = MSRP minus
BuyPrice). (1)
6. List the country and the number of customers from that country for all countries having five or more
customers. List the countries sorted in descending order from highest to lowest number of customers.
(6)
7. List the ProductCode, ProductName, and number of orders for the product with the most orders. (1)
8. List the EmployeeNumber, Firstname + Lastname (concatenated into one column in the answer set,
separated by a blank) for all the employees reporting to Anthony Bow. (6)
9. List the EmployeeNumber, LastName, FirstName of the president of the company (the one employee
with no boss.) (1)
10. List the ProductName for all products in the “Classic Cars” product line from the 1950’s. (6)
11. List the month name and the total number of orders for the month in 2003 in which ClassicModels
customers placed the most orders. (1)

CSCI3287 Database Systems
Project Number One – SQL
CSCI 3287 Database Systems Page 7
12. List the firstname, lastname of employees who are Sales Reps who have no assigned customers. (2)
13. List the customername of customers from Spain with no orders. (2)
14. List the customername and total quantity of products ordered for customers who have ordered
more than 2000 products across all their orders. (2)
15. Create a NEW table named “TopCustomers” with three columns: CustomerNumber (integer),
ContactDate (DATE) and OrderTotal (a decimal number with 9 digits in total having two decimal places).
None of these columns can be NULL. Include a PRIMARY KEY constraint named “TopCustomer_PK” on
CustomerNumber. (no answer set)
16. Populate the new table “TopCustomers” with the CustomerNumber, today’s date, and the total
value of all their orders (PriceEach * quantityOrdered) for those customers whose order total value is
greater than $150,000. (inserted 7 rows, no answer set)
17. List the contents of the TopCustomers table in descending OrderTotal sequence. (7)
18. Add a new column to the TopCustomers table called OrderCount (integer). (No answer set)
19. Update the Top Customers table, setting the OrderCount column to a random number (from 0 to
20). (Should update 7 rows) HINT: use the RAND() and FLOOR() functions.
20. List the contents of the TopCustomers table in descending OrderCount sequence. (7)
21. Drop the TopCustomers table. (no answer set)