Bee项目文档规范 RTL8762C OTA User Manual EN
User Manual:
Open the PDF directly: View PDF
.
Page Count: 35
Realtek Confidential
RTL8762C OTA User Manual
V1.01
2018/06/11

Realtek Confidential
RTL8762C OTA User Manual
Copyright 2018 Realtek Semiconductor Corporation.
All Rights Reserved.
2
Revision History
Date
Version
Comments
Author
Reviewer
2018/06/09
V1.0
First release version
Ken
2018/06/11
V1.0.1
Modify Indications for image version.
2018/09/12
V1.1
Correction, formatting
Astor

Realtek Confidential
RTL8762C OTA User Manual
Copyright 2018 Realtek Semiconductor Corporation.
All Rights Reserved.
3
Contents
Revision History ................................................................................................................................................ 2
1 Overview ................................................................................................................................................... 5
1.1 Function Description ................................................................................................................................. 5
1.2 OTA Mechanics .......................................................................................................... 错误!未定义书签。
2 Flash layout ............................................................................................................................................... 6
3 Image Header Format ................................................................................................. 错误!未定义书签。
4 Package and flash layout sample ............................................................................................................. 13
4.1 Support bank switching ...................................................................................................................... 13
4.1.1 FLASH Layout ................................................................................................................................ 13
4.1.2 Usage of package tool without switching bank ............................................................................... 19
4.1.3 Usage of package tool with bank switching .................................................................................... 14
5 Attentions of RTKBLEMPTool Usage ...................................................................... 错误!未定义书签。
6 OTA Protocol .......................................................................................................................................... 22
6.1 DFU Service ............................................................................................................................................ 22
6.2 OTA Service ............................................................................................................................................ 24
6.2.1 OTA CMD ....................................................................................................................................... 24
6.2.2 Device Mac ...................................................................................................................................... 25
6.2.3 Patch Version ................................................................................................................................... 25
6.2.4 APP Version .................................................................................................................................... 25
6.2.5 Patch Extension Version .................................................................................................................. 26
6.2.6 Test Mode ........................................................................................................................................ 26
6.2.7 Device Info ...................................................................................................................................... 26
6.2.8 Image Counter ................................................................................................................................. 28
6.2.9 Image Version .................................................................................................................................. 29
7 Usage of Master application .................................................................................................................... 34
8 Reference ................................................................................................................................................. 35

Realtek Confidential
RTL8762C OTA User Manual
Copyright 2018 Realtek Semiconductor Corporation.
All Rights Reserved.
4
Table List
Table 2.1: Flash Layout ............................................................................................................................................. 6
Table 2.5: OTA Header Format .................................................................................................................................. 9
Table 2.6: Fields of OTA Header ............................................................................................................................. 10
Table 2.7: Image Header Layout.............................................................................................................................. 10
Table 2.8: Image Header Field ..................................................................................................................................11
Table 4.1: FLASH Layout Sample .......................................................................................................................... 14
Table 6.1: Dfu opcode .............................................................................................................................................. 23
Table 6.2: Ota Characteristic ................................................................................................................................... 24
Table 6.3: OTA CMD characteristics ....................................................................................................................... 25
Table 6.4: Device Mac characteristics ..................................................................................................................... 25
Table 6.5: Patch Version characteristic for bee2 (don’t recommend, described in image version) ......................... 25
Table 6.6: APP Version characteristic for bee2 (don’t recommend, described in image version) ........................... 26
Table 6.7: Patch Extension Version characteristic ................................................................................................... 26
Table 6.8: Test Mode characteristics ........................................................................................................................ 26
Table 6.9: Device info characteristic for Bee2. ........................................................................................................ 27
Table 6.10: Device info Format For Bee2 (OTA version = 1) ................................................................................. 28
Table 6.11: Image Counter characteristics ............................................................................................................... 28
Table 6.12: Image Counter characteristics ............................................................................................................... 29
Realtek Confidential
1 Overview
1.1 Function Description
OTA (Over The Air) represents the technology that apply Bluetooth to update image (code and data) that runs in
RTL8762C Flash.
Note: This document is also applied to RLT8752 series.
1.2 Related Emphasis
1. Flash Layout
2. IMG format
3. Package
4. Ota Protocol

Realtek Confidential
RTL8762C OTA User Manual
Copyright 2018 Realtek Semiconductor Corporation.
All Rights Reserved.
6
2 Flash layout
Flash layout of RTL8762C consists of OEM Config, OTA Bank0, OTA Bank1, FLASH Transport Layer(FTL),
OTA TMP and APP defined section, as shown in Figure 2.1. Start address for accessing Flash is 0x800000.
OEM Config
OTA Bank0
OTA Bank1
FTL(FLASH Transport Layer)
OTA TMP(Reserved for legacy)
APP Defined Section
Start Address: 0x801000
Start Address: Variable
Figure 2.1: Flash Layout
Memory and corresponding function of Flash is shown in Table 2.1
Memory
Segment
Starting
Address
Size
(Bytes)
Functions
OEM Config
0x801000
0x1000
Storage of Config information, including
Bluetooth address, AES Key and Customizable
Flash Layout.
OTA Bank 0
Variable
(defined in
OEM Config)
Variable length
(defined in OEM
Config)
If not in bank switching mode, this region contains
the project data and codes to be executed,
including OTA Header, Secure boot, Patch, APP,
Data1, Data2. OTA_TMP is the backup region of
this OTA.
In bank switching mode, OTA Bank 0 and OTA
Bank 1 is backup region of each other. Suppose
OTA Bank 0 is execution region, then OTA Bank
1 is backup region.

Realtek Confidential
RTL8762C OTA User Manual
Copyright 2018 Realtek Semiconductor Corporation.
All Rights Reserved.
7
OTA Bank 1
Variable
(defined in
OEM Config)
Variable length
(defined in OEM
Config)
This region only exists when bank switching
method is applied. It has same functions and same
size with Bank 0 in bank switching mode
FTL
Variable
(defined in
OEM Config)
Variable length
(defined in OEM
Config)
A software technology that access Flash with
logical address. Customer no longer needs to focus
on operations on Flash physical layer.
This region also balances consumption.
OTA_TMP
Variable
(defined in
OEM Config)
Variable length
(defined in OEM
Config)
Used as backup region of OTA if not in bank
switching mode. Its size should be no less than
largest image in OTA Bank 0.
APP Defined
Section
Variable
(defined in
OEM Config)
Variable length
(defined in OEM
Config)
The rest of Flash that can be customized. This
region cannot be managed by OTA scheme.
Table 2.1 FLASH Memory and Function Description
OTA bank layout is shown in Figure 2.2, and description for each part is shown in Table 2.2.
Patch
App
App Data0
Low
Address
High
Address
OTA Header
Secure Boot Loader
App Data1
Figure 2.2 Layout of Bank 0/1
Memory
Segment
Starting Address
Size
Functions
OTA Header
Determined in the
OEM Config
4KB
This region contains the OTA Header version and start
address and size of the images in the bank

Realtek Confidential
RTL8762C OTA User Manual
Copyright 2018 Realtek Semiconductor Corporation.
All Rights Reserved.
8
region
Secure Boot
Loader
Determined in the
OTA Header
region
Variable
This region contains secure boot loader.
Patch
Determined in the
OTA Header
region
Variable
This region contains the code that optimize and extend
the protocol stack and system in ROM.
App
Determined in the
OTA Header
region
Variable
This region contains project code.
App Data0
Determined in the
OTA Header
region
Variable
Data region used in project.
App Data1
Determined in the
OTA Header
region
Variable
Data region used in project.
Table 2.2 Flash Segmentation
3 Image Header Format
OTA Header image is made up of header (1KB) and dummy payload (3KB). OTA Header is generated by
MPPackTool. Different fields of header are shown in Figure 2.3.

Realtek Confidential
RTL8762C OTA User Manual
Copyright 2018 Realtek Semiconductor Corporation.
All Rights Reserved.
9
ctrl_header(12bytes)
uuid(16bytes)
RSVD0(12bytes)
magic_pattern(4bytes)
RSVD1(44bytes)
git_version(16bytes)
payload_signature(256bytes)
payload_mac(16bytes)
RSA Public Key(260bytes)
Header
(1024 bytes)
ver_val(4bytes)
exe_base(4bytes)
load_base(4bytes)
RSVD2(64bytes)
secure_boot_addr(4bytes)
secure_boot_size(4bytes)
rom_patch_addr(4bytes)
rom_patch_size(4bytes)
app_addr(4bytes)
app_size(4bytes)
app_data1_addr(4bytes)
app_data1_size(4bytes)
app_data2_addr(4bytes)
app_data2_size(4bytes)
header_signature(256bytes)
header_mac(16bytes)
Payload(3K bytes)
Figure 3.1: OTA Header Format
Header fields and corresponding functions are shown in Table 2.3
Fields
Length
(Byte)
Functions
ctrl_header
12
Control message of OTA Header
secure_boot_addr
4
Start address of secure boot image
secure_boot_size
4
Size of secure boot image
rom_patch_addr
4
Start address of ROM patch image

Realtek Confidential
RTL8762C OTA User Manual
Copyright 2018 Realtek Semiconductor Corporation.
All Rights Reserved.
10
rom_patch_size
4
Size of ROM patch image
app_addr
4
Start address of application image
app_size
4
Size of application image
app_data1_addr
4
Start address of application data1
app_data1_size
4
Size of application data1
app_data2_addr
4
Start address of application data2
app_data2_size
4
Size of application data2
Table 3.3: Fields of OTA Header
Image of patch, APP and App data is made up of image header (1KB) and corresponding payload. Image header
of patch and APP is generated while compiling and linking, and that of App data is added by APP DATA Tool.
Header fields are shown in Figure 2.4, and corresponding functions are shown in Table 2.4
ctrl_header(12bytes)
uuid(16bytes)
RSVD0(8bytes)
magic_pattern(4bytes)
RSVD1(28bytes)
git_version(16bytes)
payload_signature(256bytes)
payload_mac(16bytes)
RSA Public Key(260bytes)
Header
(1024 bytes)
SHA256(32bytes)
exe_base(4bytes)
load_base(4bytes)
RSVD2(76bytes)
load_len(4bytes)
dec_key(16bytes)
header_signature(256bytes)
header_mac(16bytes)
Figure 3.4: Image Header Layout
Fields
Length(Byte)
Functions
ctrl_header
12
Control information field of Image Header
git_version
16
Information field of version control

Realtek Confidential
RTL8762C OTA User Manual
Copyright 2018 Realtek Semiconductor Corporation.
All Rights Reserved.
11
Table 3.4: Image Header Field
ctrl_header format in Image Header is shown as follows:
typedef struct _IMG_CTRL_HEADER_FORMAT
{
uint8_t ic_type;
uint8_t secure_version;
union
{
uint16_t value;
struct
{
uint16_t xip: 1; // payload is executed on flash
uint16_t enc: 1; // all the payload is encrypted
uint16_t load_when_boot: 1; // load image when boot
uint16_t enc_load: 1; // encrypt load part or not
uint16_t enc_key_select: 3; // referenced to ENC_KEY_SELECT
uint16_t not_ready : 1; //for copy image in ota
uint16_t not_obsolete : 1; //for copy image in ota
uint16_t integrity_check_en_in_boot : 1; // enable image integrity
check in boot flow
uint16_t rsvd: 6;
};
} ctrl_flag;
uint16_t image_id;
uint16_t crc16;
uint32_t payload_len;
} T_IMG_CTRL_HEADER_FORMAT;
ic_type represents IC type, which has the value of 5 when RTL8762C/RTL8752 chip is used. secure_version
indicates version of secure boot image.
image_id identifies different types of image, among which SCCD, OCCD and FactoryCode cannot be updated
through OTA. The types are enumerated in IMG_ID.

Realtek Confidential
RTL8762C OTA User Manual
Copyright 2018 Realtek Semiconductor Corporation.
All Rights Reserved.
12
typedef enum _IMG_ID
{
SCCD = 0x278D,
OCCD = 0x278E,
FactoryCode = 0x278F,
OTA = 0x2790, /* OTA header */
SecureBoot = 0x2791,
RomPatch = 0x2792,
AppPatch = 0x2793,
AppData1 = 0x2794,
AppData2 = 0x2795,
IMAGE_MAX = 0x2796,
} IMG_ID;
payload_length represents the size of image in byte, excluding 1KB image header.
crc16 indicates check method, which can be crc check and SHA256 check. 0 represents crc check and 1 represents
SHA256 check.
ctrl_flag and OTA related bit field can be not_ready and not_obsolete. not_ready indicates whether OTA write is
successfully completed and its default value is 0. When image is about to be written into backup region, not_ready
will be set to 1 at first. Not until update transmission is completed and integrity check is passed will the not_ready
flag be set to 0 to indicate that image is ready.
not_obsolete indicates if the image should be abandoned and its default value is 1. This parameter is invalid in
bank switching mode. When not in bank switching mode, if not_ready is read 0 and not_obsolete is read 1, image
will be moved from OTA_TMP region to specified region (APP region, Patch region or App data region).
not_obsolete flag will be written 0 after transfer completed.

Realtek Confidential
RTL8762C OTA User Manual
Copyright 2018 Realtek Semiconductor Corporation.
All Rights Reserved.
13
4 Package and flash layout sample
4.1 Support bank switching
Related tool and their functions:
- FlashMapGenerateToo:
l
Generate flash map.ini and flash_map.h, flash_map.h should be put in same
directory with project and generate APP Image. flash map.ini is the input file of
MPPackTool and MPTool to ensure image has the same address with the address in
settings.
- MPPackTool:
Package OTA files.
- MPTool:
Perform address conversion operation on Patch.
4.1.1 FLASH Layout
Bank switching method needs 2 OTA Banks that are completely same to become the backup of each other. Its’s
advantage is that program can directly jump to new bank when reboot. However, OTA update in bank switching
mode takes more flash memory to speed up update, so the size of flash memory should be larger if bank switching
method is applied.
If flash size is comparatively large, user can update firmware by applying bank switching method. Take 1 MB
Flash as example, the suggested Flash layout is shown below:
sample layout for flash(total size = 1MB)
size
start address
1) SOCV Header
4K
0x800000
2) OEM Header
4K
0x801000
3) OTA Bank0
400K
0x802000
a) OTA Header
4K
b) Secure boot loader
16K
0x803000
c) Patch code
40K
0x807000
d) APP code
160K
0x811000
e) APP data1
180K
0x839000
f) APP data2
0K
4) OTA Bank1 (same as OTA Bank0)
400K
0x866000
a) OTA Header
4K

Realtek Confidential
RTL8762C OTA User Manual
Copyright 2018 Realtek Semiconductor Corporation.
All Rights Reserved.
14
b) Secure boot loader
16K
0x867000
c) Patch code
40K
0x86B000
d) APP code
160K
0x875000
e) APP data1
180K
0x89D000
f) APP data2
0K
5) FTL
16K
0x8A1000
6) OTA Temp
0K
7) APP Defined Section
200K
Table 4.1: FLASH Layout Sample
Note: Flash Layout should be determined based on actual size of image and data.
4.1.2 Usage of package tool with bank switching
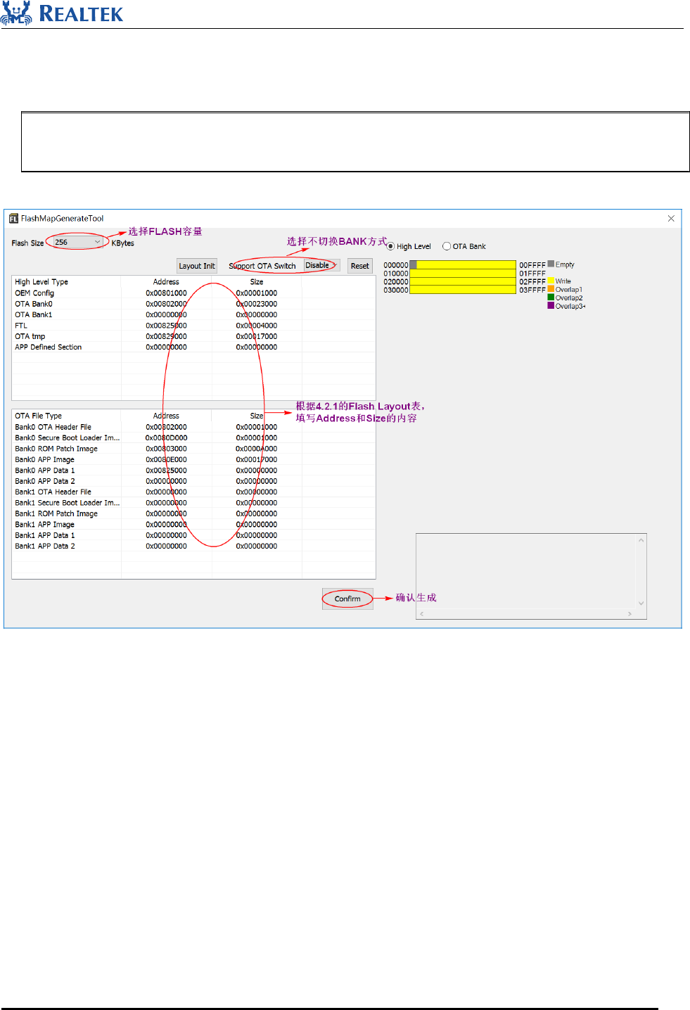
1. Use FlashMapGenerateTool to ‘flash map.ini’ and ‘flash map.h’. Copy ‘flash map.h’ to project directory and
open project with Keil. Link and compile the project to generate “app_MP_sdk#####+version+MD5.bin” file
for packaging. To apply Bank switching method, “mem_config.h” in project directory should be modified.
/** @brief set app bank to support OTA: 1 is ota bank1, 0 is ota bank0 */
#define APP_BANK 0

Realtek Confidential
RTL8762C OTA User Manual
Copyright 2018 Realtek Semiconductor Corporation.
All Rights Reserved.
15
Figure 4.1 Generate Flash Layout
Note: The ‘flash map.ini’ generated should keep consistent with the one used in mass production.
2. Open MP_PackTool, load the ‘flash map.ini’ file generated in step 1 and generate OTA Header0, OTA
Header1 separately.

Realtek Confidential
RTL8762C OTA User Manual
Copyright 2018 Realtek Semiconductor Corporation.
All Rights Reserved.
16
Figure 4.2 MP PACK Tool Load Flash Layout
3. Generate OTA Header0 and OTA Header1. Take OTA Header0 as an example, as shown below. Generating
OTA Header1 follows the same procedure.

Realtek Confidential
RTL8762C OTA User Manual
Copyright 2018 Realtek Semiconductor Corporation.
All Rights Reserved.
17
Figure 4.3 Generate OTA Header
Note: Only if the version number of OTA Header to be packaged is higher than that of current version, can new
bank be valid after OTA.

Realtek Confidential
RTL8762C OTA User Manual
Copyright 2018 Realtek Semiconductor Corporation.
All Rights Reserved.
18
4. Generate packet file of ImgPacketFile-xxxxxx.bin in current directory, which is used for updating.
Figure 4.4 Package to generate PACK
Note: 1. Both OTA Head0 and OTA Header1 need to be packaged to PACK, different from the mode without bank
switching.
2. All the contents defined in Flash layout need to be packaged, especially Header, Patch and APP of OTA.
3. It is recommended that package both bank0 and bank1 in PACK.
4. Patch image address needs to be converted through RTKBLEMPTool.
5. APP DATA file is generated with APP DATA generation script, for detailed information refer to Bee2
Tools User Guide.

Realtek Confidential
RTL8762C OTA User Manual
Copyright 2018 Realtek Semiconductor Corporation.
All Rights Reserved.
19
4.2 Do not support bank switching
4.2.1 FLASH Layout
The differences between the method without bank switching and the one with bank switching are:
1. OTA Bank1 region needn’t be allocated.
2. OTA Temp region needs to be allocated and its size should be no less than the largest image in OTA Bank0.
Thus, the method without bank switching saves more flash. After OTA transmission is completed and program is
rebooted, the data in OTA Temp region will be moved to the image region specified by OTA Bank0. The data
won’t be valid until program is rebooted, which increase the duration of update.
The suggested Flash layout is shown below:
sample layout for flash(total size = 256KB)
size
start addr
1) OEM Header
4K
0x801000
2) OTA Bank0
140K
0x802000
a) OTA Header
4K
b) Secure boot loader
4K
0x80D000
c) Patch code
40K
0x803000
d) APP code
92K
0x80E000
e) APP data1
0K
0x825000
f) APP data2
0K
3) OTA Bank1 (same as OTA Bank0)
0K
0x825000
4) FTL
16K
0x825000
5) OTA Temp
92K
0x829000
6) APP Defined Section
0K
Table 4-2:FLASH Layout Sample
Note: The space for APP data is not allocated in this sample; FLASH Layout should be distributed based on
actual size of image and data.
4.2.2 Usage of package tool without bank switching
1. Use FlashMapGenerateTool to ‘flash map.ini’ and ‘flash map.h’. Copy ‘flash map.h’ to project directory and
open project with Keil. Link and compile the project to generate “app_MP_sdk#####+version+MD5.bin” file

Realtek Confidential
RTL8762C OTA User Manual
Copyright 2018 Realtek Semiconductor Corporation.
All Rights Reserved.
20
for packaging. To apply Without Bank switching method, “mem_config.h” in project directory should be
modified.
/** @brief set app bank to support OTA: 1 is ota bank1, 0 is ota bank0 */
#define APP_BANK 0
Figure 4.5 flash layout generation
2. Open MP_PackTool to load flash_map.ini generated in previous step and load corresponding image.

Realtek Confidential
RTL8762C OTA User Manual
Copyright 2018 Realtek Semiconductor Corporation.
All Rights Reserved.
21
Figure 4.6 MP PACK Tool Load flash layout
Note: 1. OTA Head0 doesn’t need to be packaged to PACK, different from the mode with bank switching.
2. Content of Secure boot loader Image is defined in Flash Layout, but it’s not recommended to package if
there isn’t any new version of Secure boot loader Image.
3. If only ROM Patch Image or APP Image, either of them can be packaged.
4. Patch image address needs to be converted through RTKBLEMPTool generally. Patch address here is the
same with the default address (0x803000) and it can be used without conversion.

Realtek Confidential
RTL8762C OTA User Manual
Copyright 2018 Realtek Semiconductor Corporation.
All Rights Reserved.
22
5 OTA Protocol
5.1 DFU Service
DFU Service uuid: { 0x12, 0xA2, 0x4D, 0x2E, 0xFE, 0x14, 0x48, 0x8e, 0x93, 0xD2, 0x17, 0x3C, 0x87, 0x62,
0x00, 0x00}.
DFU Service defines two Characteristics:
Data Characteristic accepts img data (write no response);
Control Point Characteristic accepts control commands (write/notification);
Control points supported by DFU Service:
Procedure
Requirement
Properties
Parameter Description
Applicable
Response
Value(s)
Response Parameter
Start DFU①
M
Write
ic_type(UINT8)
secure_version (UINT8)
ctrl_flag.value(UINT16)
image_id (UINT16)
crc16((UINT16)
payload_len (UINT32)
ARV
None
Receive FW image
M
Write
image_id (2byte-UINT16)
nImageLength
(4Byte-UINT32)
ARV
None
Validate FW
M
Write
image_id (2byte-UINT16)
ARV
None
Activate Image and
Reset
M
Write
None
None
None
Reset System
M
Write
None
None
None

Realtek Confidential
RTL8762C OTA User Manual
Copyright 2018 Realtek Semiconductor Corporation.
All Rights Reserved.
23
Report Received
Image Information
M
Write
image_id(UINT16)
ARV
origin_image_version
(UINT32)
cur_offset (UINT32)
Connection
parameter update
M
Write
connIntervalMin(UINT16)
connIntervalMax
(UINT16)
connLatency(UINT16)
supervisionTimeout
(UINT16)
ARV
None
Buffer check enable
M
Write
None
ARV
Max buffer size(UINT16)
Mtu size(UINT16)
Buffer check
size&crc
M
Write
mBufferSize(UINT16)
mCrc(UINT16)
ARV
Next send
offset(UINT32)
IC type
O
Write
None
ARV
ic_type(UINT8)
Copy Img②
M
Write
image_id(UINT16)
destination_addr(UINT32)
copysize(UINT32)
ARV
None
Table 5.1: Dfu opcode
Note:
1. Parameter of “Start DFU” is ctrlheader of image. It will be written into flash as a part of update file after
receiving ctrlheader. The 12 bytes received parameter of Start DFU will be decrypted first, then resolved to be
written into Flash.
2. To update APP data with bank switching when secure version and APPDATA version are the same, this
command can be used to copy contents of source bank to the destination bank directly without OTA data
transporting
To transmit data with buffer check enabled, the size of buffer check must be (16 ∗ 2n) bytes and no more than
max buffer size (returned by buffer check enable commands). If AES enabled, every 16-byte data will be
encrypted with AES. When data is received, it needs to be decrypted first. For the last 16 bytes don’t need
encryption. When buffer is full, data in buffer will be written into Flash.
To transmit data with buffer check disabled, data of 20*n (n=1,2,4,5,10) bytes is sent each time. Data won’t be
written into Flash until RTL8762C receives 2000 bytes of data.

Realtek Confidential
RTL8762C OTA User Manual
Copyright 2018 Realtek Semiconductor Corporation.
All Rights Reserved.
24
If AES enabled, the data with the size of 16× 𝑞 will be encrypted, and the data with the size of 𝑟 won’t be
encrypted. 𝑞 and 𝑟 follows the formula:
𝒔𝒊𝒛𝒆 = 𝟏𝟔 × 𝒒 + 𝒓,
where 𝑞 stands for ‘quotient’ and 𝑟 stands for ‘remainder’.
5.2 OTA Service
OTA Service uuid: { 0x12, 0xA2, 0x4D, 0x2E, 0xFE, 0x14, 0x48, 0x8e, 0x93, 0xD2, 0x17, 0x3C, 0xFF, 0xD0
,
0x00, 0x00}.
OTA Service defines the following Characteristics:
Table 5.2: OTA Characteristic
5.2.1 OTA CMD
UUID: 0xFFD1
This characteristic allows device to access control point of OTA. If DFU service runs in ROM code, it uses this
command to enter DFU mode.
Names
Field
Requirement
Format
Value
OTA CMD
Mandatory
Uint8
1
Characteristic Name
Requirement
Mandatory Properties
Description
OTA CMD
M/O
WriteWithoutResponse
Refer to OTA CMD
Device Mac
M
Read
Refer to Device Mac
Patch Version
M
Read
Refer to Patch Version
App Version
M
Read
Refer to App Version
Patch Extension Version
O
Read
Refer to Patch Extension
Version
Test Mode
O
WriteWithoutResponse
Refer to Test Mode
Device Info
M
Read
Refer to Device Info
Image Counter
O
WriteResponse
Refer to Image Counter
Image Version
M
Read
Refer to Image Version

Realtek Confidential
RTL8762C OTA User Manual
Copyright 2018 Realtek Semiconductor Corporation.
All Rights Reserved.
25
Table 5.3: OTA CMD characteristics
5.2.2 Device Mac
UUID: 0xFFD2
This characteristic is used to read BDA (Bluetooth Device Address) of RTL8762C to compare with the scanned
BDA in OTA mode.
Name
Field
Requirement
Format
Value
Device Mac
Mandatory
Uint8*6
XX:XX:XX:XX:XX:XX
Table 5.4: Device Mac characteristics
5.2.3 Patch Version
UUID: 0xFFD3
This characteristic is used to read patch version and compatible with Bee1. Patch version information is described
in “Image version” in Bee2.
Name
Field
Requirement
Format
Value
Patch Version
Mandatory
Uint32
0xNNNNNNNN
Table 5.5: Patch Version characteristic for Bee2 (not recommend, described in image version)
5.2.4 APP Version
UUID: 0xFFD4
This characteristic is used to read APP version and compatible with Bee1 (not recommended in Bee2). APP
version information is described in “Image version” in Bee2.

Realtek Confidential
RTL8762C OTA User Manual
Copyright 2018 Realtek Semiconductor Corporation.
All Rights Reserved.
26
Name
Field
Requirement
Format
Value
APP Version
Mandatory
Uint32
0xNNNNNNNN
Table 5.6: APP Version characteristic for Bee2 (not recommend, described in image version)
5.2.5 Patch Extension Version
UUID: 0xFFD5
This characteristic is used to read patch extension version. It is only used for Bee1 but not for Bee2.
Name
Field
Requirement
Format
Value
Patch extension
Version
Optional
Uint16
0xNNNN
Table 5.7: 错误!未找到引用源。Patch Extension Version characteristic
5.2.6 Test Mode
UUID: 0xFFD8
This characteristic allow device to exit control point in test mode and write ‘1’ to clear test flag to quit MP mode.
Name
Field
Requirement
Format
Value
Test mode
Optional
Uint8
1
Table 5.8: Test Mode characteristics
Note: This characteristic is not related to OTA.
5.2.7 Device Info
UUID: 0xFFF1
This characteristic is used to read device information, and its description is shown below:

Realtek Confidential
RTL8762C OTA User Manual
Copyright 2018 Realtek Semiconductor Corporation.
All Rights Reserved.
27
For the other BT SoC chip, the characteristic is as below.
Name
Field
Requirement
Format
Value
Device info
Mandatory
As Table
6.10
As Table 6.10
Table 5.9: Device info characteristic for Bee2.
Format
ICType
Version
Secure
Version
MODE
Max
Buffer
Size
Reserved
8bit
8bit
8bit
8bit
16bit
16bit
Value
BBpro:
4
BEE2:5
Bit3~0:
OTA
version
= 0x1
Bit7~4:
Reserve
d:0x0.
Bit
0
0:normal mode
1:Support buffer
check
0xNNNN
0x00
Bit
1
0:Aes flag not set
1:Aes flag Set
Bit
2
0: Only encrypt first
16 bytes of OTA data
in normal mode.
1:Encrypt 16*N bytes
of OTA date in normal
mode
Bit3
0: Disable Copy
Image.
1: Enable Copy Image.
Bit4
0: Update one Image at
a time.
1: Update multiple
Images at a time.
Format
(Attach to above table)
Image Version Indicator
32bit

Realtek Confidential
RTL8762C OTA User Manual
Copyright 2018 Realtek Semiconductor Corporation.
All Rights Reserved.
28
Value
(Attach to above table)
0xNNNNNNNN
Indications for each image version. Each indication uses 2 bits.
00: image does not exist.
01: image exists in bank0, OTA should update image for bank1.
10: image exists in bank1, OTA should update image for bank0.
11: image is standalone. OTA should update image for standalone.
bit[1:0]: Image 0
…
bit[2N+1:2N]:Image N
Image indicator for bee2 is as below:
Image 0
SOCV Config File
Image 1
System Config File
Image 2
OTA Header File
Image 3
Secure Boot Loader Image
Image 4
ROM Patch Image
Image 5
APP Image
Image 6
APP Data1 File
Image 7
APP Data2 File
Table 5.10: Device info Format For Bee2 (OTA version = 1)
5.2.8 Image Counter
UUID: 0xFFF2
This characteristic is used to write response and inform device how many image files are about to be written.
Name
Field
Requirement
Format
Value
Image Counter
Optional
Uint8
0xNN
Table 5.11: Image Counter characteristics

Realtek Confidential
RTL8762C OTA User Manual
Copyright 2018 Realtek Semiconductor Corporation.
All Rights Reserved.
29
5.2.9 Image Version
UUID: 0xFFE0~FFEF
This characteristic is used to read image versions of device. Each image version occupies 4 bytes. Limited to
MTU size (20 bytes), user needs to define another characteristic (UUID: 0xFFE0~FFEF) to read next image
version when number of image is greater than 5. The number of device img versions is indicated by Image Version
Indicator, which is defined in Device Info (0xfff1).
Name
Field
Requirement
Format
Value
Image Version
mandatory
Uint32*N
Table 5.12: Image Counter characteristics

Realtek Confidential
RTL8762C OTA User Manual
Copyright 2018 Realtek Semiconductor Corporation.
All Rights Reserved.
30
5.3 OTA Procedure
5.3.1 OTA procedure without buffer check
BeeController BeeTarget
Enable DFU Control Point Notification
Write: DFU CP(opcode 0x01-Start DFU: Image Header
(ic_type, secure_version, ctrl_flag.value, image_id, crc16,
payload_len and nPadding)
(req opcode 0x01):Notification
Write: DFU CP(opcode 0x02-Receive FW image)
WriteWithoutResponse: DFU Packet characteristic(First FW image)
WriteWithoutResponse: DFU Packet characteristic(Final FW image)
Write: DFU CP(opcode 0x04-Activate and Reset)
(req opcode 0x03):Notification
Write: DFU CP(opcode 0x03-Valid FW)
Activate new
image&reset
Disconnect
Write: DFU CP(opcode 0x06-Report Target image information)
(req opcode 0x06 Original FW version):Notification
Connect to target
Check whether it is need to update image
.
.
.
Write: DFU CP(opcode 0x07-Connection parameter update)
(req opcode 0x07):Notification
Connection parameter update
MTU size update
MTU size Change request

Realtek Confidential
RTL8762C OTA User Manual
Copyright 2018 Realtek Semiconductor Corporation.
All Rights Reserved.
31
5.3.2 OTA procedure with buffer check

Realtek Confidential
RTL8762C OTA User Manual
Copyright 2018 Realtek Semiconductor Corporation.
All Rights Reserved.
32
BeeController BeeTarget
Enable DFU Control Point Notification
Write: DFU CP(opcode 0x01-Start DFU: Image Header
(ic_type, secure_version, ctrl_flag.value, image_id, crc16,
payload_len and nPadding)
(req opcode 0x01):Notification
Write: DFU CP(opcode 0x02-Receive FW image)
WriteWithoutResponse: DFU Packet characteristic(First FW image)
Write: DFU CP(opcode 0x04-Activate and Reset)
(req opcode 0x03):Notification
Write: DFU CP(opcode 0x03-Valid FW)
Activate new
image&reset
Disconnect
Write: DFU CP(opcode 0x06-Report Target image information)
(req opcode 0x06 Original FW version):Notification
Connect to target
Check whether it is need to update image
.
.
.
Write: DFU CP(opcode 0x07-Connection parameter update)
(req opcode 0x07):Notification
Connection parameter update
MTU size update
MTU size Change request
Write: DFU CP(opcode 0x09-Buffer Check Enable)
(req opcode 0x09 Max buffersize&MTU Size):Notification
...Writes until a Crc check buffer is full
Write: DFU CP(opcode 0x0B-Report Buffer CRC )
(req opcode 0x0B):Notification
Repeat Write buffer
&Buffer Check
WriteWithoutResponse: DFU Packet characteristic(Final FW image)
...Writes until File end
Write: DFU CP(opcode 0x0B-Report Buffer CRC )
(req opcode 0x0B):Notification

Realtek Confidential
RTL8762C OTA User Manual
Copyright 2018 Realtek Semiconductor Corporation.
All Rights Reserved.
33
5.3.3 Multiple File Update
1. Without bank switching, a new file cannot be updated until the previous file has been verified and program
has been rebooted when packaged file includes Patch, APP or APPDATA.
2. With bank switching, program cannot be rebooted until all the files have been updated and verified when the
packaged file includes OTA Header, Patch, APP or APPDATA. Otherwise, this update will be invalid for that
all the files in bank region must come into effect to ensure the program is running properly with bank
switching.

Realtek Confidential
RTL8762C OTA User Manual
Copyright 2018 Realtek Semiconductor Corporation.
All Rights Reserved.
34
6 Usage of Master application
Omitted

Realtek Confidential
RTL8762C OTA User Manual
Copyright 2018 Realtek Semiconductor Corporation.
All Rights Reserved.
35
7 Reference
[1] 《RTL8762C Device Firmware Update Profile Rom Version》
[2] 《RTL8762C Device Firmware Update Service Rom Version》