FullManual Ready NAS 3200 NAS3200 SMv1.0 26Jun09
User Manual: ReadyNAS 3200
Open the PDF directly: View PDF
.
Page Count: 114 [warning: Documents this large are best viewed by clicking the View PDF Link!]
- ReadyNAS 3200 Software Manual
- Contents
- About This Manual
- Chapter 1 Getting Acquainted
- Chapter 2 Managing Your ReadyNAS 3200
- Chapter 3 Managing User Access
- Chapter 4 Securing Your Data
- Chapter 5 Optimizing Performance and Maintaining the System
- Appendix A Default Settings
- Appendix B Share Access from MAC and Linux Systems
- Appendix C X-RAID2 and RAID
- Index

202-10551-01
v1.0
June 2009
NETGEAR, Inc.
350 East Plumeria Drive
San Jose, CA 95134 USA
ReadyNAS 3200
Software Manual

ii
v1.0, June 2009
© 2009 by NETGEAR, Inc. All rights reserved.
Technical Support
Registration on the website or over the phone is required before you can use our telephone support service. The phone
numbers for worldwide regional customer support centers are on the Warranty and Support Information card that came
with your product.
Go to http://kbserver.netgear.com for product updates and Web support.
Trademarks
NETGEAR, the NETGEAR logo, ReadyNAS, X-RAID, X-RAID2, FrontView, RAIDar, RAIDiator, Network Storage
Processor, and NSP are trademarks or registered trademarks of NETGEAR, Inc. Microsoft, Windows, Windows NT and
Vista are registered trademarks of Microsoft Corporation. Other brand and product names are registered trademarks or
trademarks of their respective holders.
Statement of Conditions
In the interest of improving internal design, operational function, and/or reliability, NETGEAR reserves the right to
make changes to the products described in this document without notice.
NETGEAR does not assume any liability that may occur due to the use or application of the product(s) or circuit
layout(s) described herein.
Product and Publication Details
Model Number: 3200
Publication Date: June 2009
Product Family: Network Storage
Product Name: ReadyNAS 3200 Network Attached Storage System
Home or Business Product: Business
Language: English
Publication Part Number: 202-10551-01
Publication Version Number: 1.0

iii
v1.0, June 2009
Contents
About This Manual
Conventions and Formats ................................................................................................vii
Software Manual Revision History ...................................................................................viii
Chapter 1
Getting Acquainted
What is the ReadyNAS 3200? ........................................................................................1-1
The Benefits of X-RAID2 ................................................................................................1-2
Initial Setup and Default Login ........................................................................................1-2
The RAIDar Setup Utility ................................................................................................1-3
The FrontView Management Console ............................................................................1-4
Chapter 2
Managing Your ReadyNAS 3200
Customizing Network Settings ........................................................................................2-1
Ethernet Interfaces ...................................................................................................2-2
Global Network Settings ...........................................................................................2-6
WINS ........................................................................................................................2-7
DHCP .......................................................................................................................2-7
Route: A Manual Routing Table ...............................................................................2-8
Updating the Admin Password .......................................................................................2-8
Selecting Services for Share Access ............................................................................2-10
Standard File Protocols ..........................................................................................2-10
Discovery Services .................................................................................................2-12
Understanding Volume Management ...........................................................................2-13
Advantages of X-RAID2 and Flex-RAID ................................................................2-13
Volume Management for Flex-RAID ......................................................................2-14
Volume Management for X-RAID2 .........................................................................2-17
iSCSI Target Volumes ............................................................................................2-19
USB Volumes .........................................................................................................2-20
Adjusting System Settings ............................................................................................2-22

iv Contents
v1.0, June 2009
Clock, System Time, and NTP Options ..................................................................2-23
Alerts, Alert Contacts, Alert Settings, SNMP, and SMTP .......................................2-23
Language Settings .................................................................................................2-27
Updating ReadyNAS 3200 Firmware .....................................................................2-28
Configuration Backup ...................................................................................................2-29
Chapter 3
Managing User Access
Understanding Share Security Access Modes ...............................................................3-1
User Security Mode ..................................................................................................3-2
Domain Security Mode .............................................................................................3-4
Setting Up User and Group Accounts ............................................................................3-5
Managing Groups .....................................................................................................3-6
Managing Users .......................................................................................................3-8
Setting Accounts Preferences ................................................................................3-10
Changing User Passwords ...........................................................................................3-10
Managing Shares .........................................................................................................3-11
Adding Shares ........................................................................................................3-11
Managing Shares ...................................................................................................3-12
Share Access from a Web Browser ..............................................................................3-18
Share Access via FTP/FTPS ........................................................................................3-19
Remote Access ............................................................................................................3-20
ReadyNAS Remote ................................................................................................3-20
Remote FTP Access ..............................................................................................3-22
Remote HTTP Access ............................................................................................3-24
Enabling Rsync and Specifying Rsync Rights ..............................................................3-26
Chapter 4
Securing Your Data
Configuring Backup Jobs ................................................................................................4-1
Adding a New Backup Job .......................................................................................4-1
Viewing the Backup Schedule ..................................................................................4-7
Viewing the Backup Log ...........................................................................................4-8
Editing a Backup Job ...............................................................................................4-8
MAC OS X Time Machine Backup ..................................................................................4-9
Snapshots .......................................................................................................................4-9
Backing Up the ReadyNAS to a USB Drive ..................................................................4-13

Contents v
v1.0, June 2009
Backing Up to the Web with the ReadyNAS Vault Service ...........................................4-14
Chapter 5
Optimizing Performance and
Maintaining the System
Performance ...................................................................................................................5-1
Adding a UPS .................................................................................................................5-2
Power Management .......................................................................................................5-3
Power Timer .............................................................................................................5-3
Configuring UPS Battery Low Shutdown .................................................................5-3
Wake-On-LAN ..........................................................................................................5-3
Viewing System Status ...................................................................................................5-4
Health .......................................................................................................................5-4
Logs .........................................................................................................................5-5
System Shutdown and File System Check .....................................................................5-6
Volume Maintenance ......................................................................................................5-6
Appendix A
Default Settings
Appendix B
Share Access from MAC and Linux Systems
MAC OS X ..................................................................................................................... B-1
AFP over Bonjour .................................................................................................... B-2
AFP over AppleTalk ................................................................................................. B-3
MAC OS 9 ..................................................................................................................... B-5
Accessing Shares from Linux/Unix ................................................................................ B-7
Appendix C
X-RAID2 and RAID
The Benefits of X-RAID2 ............................................................................................... C-1
X-RAID2 Is Auto-Expandable RAID ........................................................................ C-1
Simplified Redundancy ........................................................................................... C-1
Easy Volume Expansion ......................................................................................... C-2
Overview of RAID .......................................................................................................... C-2
RAID Basics ............................................................................................................ C-3
RAID Levels ............................................................................................................ C-3
Index

vi Contents
v1.0, June 2009

vii
v1.0, June 2009
About This Manual
The NETGEAR® ReadyNAS 3200 Software Manual describes how to configure and manage a
ReadyNAS 3200 system. The information in this manual is intended for readers with intermediate
computer and networking skills.
Conventions and Formats
The conventions, formats, and scope of this manual are described in the following paragraphs:
•Typographical Conventions. This manual uses the following typographical conventions:
•Formats. This manual uses the following formats to highlight special messages:
Italic Emphasis, books, CDs, file and server names, extensions
Bold User input, IP addresses, GUI screen text
Fixed Command prompts, CLI text, code
italic URL links
Note: This note highlights information of importance or special interest.
Tip: This note highlights a procedure that will save time or resources.
Warning: This note warns against a malfunction or damage to the equipment.
Danger: This safety warning warns against personal injury or death.

ReadyNAS 3200 Software Manual
viii About This Manual
v1.0, June 2009
Software Manual Revision History
Part Number Version
Number Publication
Date Description
202-10551-01 1.0 June 2009 First publication

ReadyNAS 3200 Software Manual
Getting Acquainted 1-1
v1.0, June 2009
Chapter 1
Getting Acquainted
This chapter provides an overview of the features and capabilities of the ReadyNAS 3200. It also
covers the unit’s physical features, main software, and initial setup steps.
Topics discussed in this chapter include:
•“What is the ReadyNAS 3200?”
•“The Benefits of X-RAID2”
•“Initial Setup and Default Login”
•“The RAIDar Setup Utility”
•“The FrontView Management Console”
What is the ReadyNAS 3200?
NETGEAR ReadyNAS gigabit network storage products provide small and medium sized
businesses with easy-to-use, high-performance network attached storage solutions to share and
protect critical data. Housed in a compact rack mount form factor, the ReadyNAS 3200 supports
up to 12 SATA I or SATA II hard drives via hot-swappable disk trays. Two USB 2.0 ports enable
the connection of USB drives. Based on current drive capacities, the ReadyNAS provides up to
24TB of network attached storage that can easily be expanded as larger capacity drives become
available.
The ReadyNAS enables users across the LAN, WAN, or over the Internet to back up and share
data from Windows, Macintosh, and Linux systems. ReadyNAS offers extensible robust high-
availability data protection. Its fail-safe features include dual redundant Gigabit Ethernet ports,
support for RAID 0, 1, 5, and 6 plus hot spare, and NETGEAR’s proprietary X-RAID2TM for
automatic volume expansion. You can also allocate iSCSI target volumes on a ReadyNAS 3200.
ReadyNAS includes the built-in FrontView Web based graphical user interface and setup wizard
for ease-of-use and setup. ReadyNAS continually monitors the entire system for abnormal
situations or part failures. Status indicators in the hardware and software provide quick system
status readings. It e-mails the network administrator alerts about critical changes in the system.
Also, developers can use the Frontview Add-on SDK to uniquely extend ReadyNAS capabilities.

ReadyNAS 3200 Software Manual
1-2 Getting Acquainted
v1.0, June 2009
The NETGEAR ReadyNAS Community web site is http://readynas.com, where you will find
reviews of new features, tutorials, software updates, documentation, an active user forum and
much more. For a full list of what is new compared with existing ReadyNAS systems, see
ReadyNAS Specifications on ReadyNAS.com.
The Benefits of X-RAID2
X-RAID2 is a proven patent-pending technology that is available only on ReadyNAS. The
ReadyNAS 3200 supports both X-RAID2, the second generation version of X-RAID, and
RAID 0/1/5/6.
A major advantage of X-RAID2 is its ability to automatically expand to include the full space of
new disks. When as little as two of your disks have extra capacity, the data volume will
automatically expand its capacity. The capacity of the data volume increases every time you add a
larger disk, regardless of the capacity of the other disks in the system. X-RAID2 lets you do this
without reformatting your disks and shuffling your data back and forth. The process occurs in the
background, so access to the ReadyNAS 3200 is not interrupted. Furthermore, X-RAID2 supports
multiple parity which provides protection against two simultaneous disk failures. For more on
X-RAID2 and RAID, see Appendix C, “X-RAID2 and RAID”.
Initial Setup and Default Login
Follow the instructions in the NETGEAR Installation Guide that came with your unit to install it.
An electronic copy of the installation guide is on the product CD, on the NETGEAR web site, and
on http://readynas.com. For a list of supported disks, go to http://www.readynas.com/hcl.
Refer to Appendix B, “Share Access from MAC and Linux Systems” for instructions on accessing
shares from Linux and various versions of the MAC OS.
The default IP configuration is set to DHCP; if the unit does not get an IP address, it defaults to
192.168.168.168. The default administrator user name is admin with the default password being
netgear1 (case sensitive).
Note: The RAIDar utility can discover any ReadyNAS on the network without needing
its IP address.

ReadyNAS 3200 Software Manual
Getting Acquainted 1-3
v1.0, June 2009
The RAIDar Setup Utility
The RAIDar utility enables easy setup and management of all your ReadyNAS units.
It discovers the units in the network, and makes it easy to see the status of the units, and connect to
the FrontView management console you use to manage any ReadyNAS. When you select a
ReadyNAS from the list and click the Setup button, RAIDar opens your default browser, connects
you to the selected ReadyNAS, which prompts you for the user name and password you will use to
log in to FrontView. The default administrator user name is admin with the default password
being netgear1 (case sensitive).
Figure 1-1

ReadyNAS 3200 Software Manual
1-4 Getting Acquainted
v1.0, June 2009
The FrontView Management Console
The FrontView management console operates in two modes: Setup Wizard mode, and Advanced
Control mode. When the unit is in its factory default state, FrontView opens in Setup Wizard
mode.
Use the wizard to perform the initial configuration of the unit. The FrontView Advanced Control
mode provides access to all the available settings. In this mode, you see the menus on the left that
allow you to quickly jump to the screen you want.
The bar at the top provides options to return to the Home screen, refresh the browser window,
display Help where available, or to log out of this session.
Figure 1-2

ReadyNAS 3200 Software Manual
Getting Acquainted 1-5
v1.0, June 2009
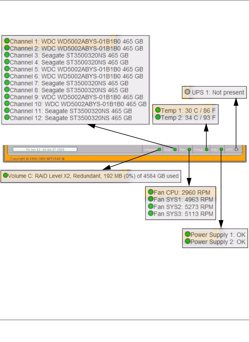
At the bottom of the screen is the status bar including the date button on the left which, when
clicked takes you to the Clock screen. The status lights to the right give a quick glimpse of the
system status.
Move the mouse pointer over the status light to display device information, or click a status light to
open the related FrontView screen.
Figure 1-3

ReadyNAS 3200 Software Manual
1-6 Getting Acquainted
v1.0, June 2009

ReadyNAS 3200 Software Manual
Managing Your ReadyNAS 3200 2-1
v1.0, June 2009
Chapter 2
Managing Your ReadyNAS 3200
Setting up and managing the ReadyNAS 3200 Network Attached Storage System in your network
is described in this chapter. This chapter contains the following sections:
•“Customizing Network Settings”
•“Updating the Admin Password”
•“Selecting Services for Share Access”
•“Understanding Volume Management”
•“Adjusting System Settings”
•“Configuration Backup”
Customizing Network Settings
To access network settings, click a the Advanced Control button to display the main menu, then
select Network >. From the Network menu, you can access the configuration pages for network
settings.
Figure 2-1

ReadyNAS 3200 Software Manual
2-2 Managing Your ReadyNAS 3200
v1.0, June 2009
Ethernet Interfaces
Select Network > Interfaces > Ethernet 1 /Ethernet 2 tab pages to specify network interface-
specific settings for Standard Settings, Teaming/Failover, VLAN, and Performance Settings.
Standard Setting
In this section, you can specify the IP address, network mask, speed/duplex mode, and MTU
settings. In most networks where a DHCP server is enabled, you can simply specify the Use values
from a DHCP server option to automatically set the IP address and network mask.
• IP Assignment. Select either Use values from a DHCP server or Use values below.
– If you elect to assign the IP address using Use values from a DHCP server, NETGEAR
advises that you set the lease time on the DHCP server/router to a value of at least a day.
Otherwise, you might notice that the IP address of the unit changes even when it has been
powered down for only a few minutes. Most DHCP servers allow you to assign a static IP
address for specified MAC addresses. If you have this option, this would be a good way to
ensure your ReadyNAS 3200 maintains the same IP address even in DHCP mode.
– If you assign a static IP address by selecting Use values below, be aware that the browser
will lose connection to the ReadyNAS 3200 device after the IP address has been changed.
To reconnect after assigning a static IP address, open RAIDar and click Rescan to locate
the device, and then reconnect.
Figure 2-2
Tip: Reserve an IP address for the MAC address of this Ethernet interface in
your DHCP server (or router). This will give you the stability of a fixed IP
address without the effort of maintaining static addresses.

ReadyNAS 3200 Software Manual
Managing Your ReadyNAS 3200 2-3
v1.0, June 2009
•MTU. In some network environments, changing the default MTU value can fix throughput
problems. NETGEAR advises that you leave the default setting otherwise.
Teaming/Failover
In this section, you can select the desired bonding mode. Network teaming provides a way to
aggregate the two network interfaces into a single logical teamed, or bonded, interface. The
teamed interface can provide for enhanced aggregate performance over a logical single interface
while allowing for fail-over support that reduces the number of single points of failure in the
network.
If you plan to use the Teaming/Failover option, connect both interfaces, configure the
Teaming/Failover options on the Ethernet 1 tab page, then configure the other options for Ethernet
1 and Ethernet 2 accordingly.
The following teaming/fail over options are available.
Figure 2-3
Note: If you plan to reserve an IP address in your DHCP server for the ReadyNAS and
will use the Teaming/Failover option, complete the ReadyNAS bonding of the
Ethernet interfaces before updating the DHCP server address reservation table.
Figure 2-4

ReadyNAS 3200 Software Manual
2-4 Managing Your ReadyNAS 3200
v1.0, June 2009
•Round-Robin: Transmit packets in sequential order from the first available interface to the
next. This mode provides load balancing and fault tolerance.
•Active Backup: Only one interface in the bond is active. A different interface becomes active
if, and only if, the active interface fails. The MAC address of the bonded interface is externally
visible on only one port to avoid confusing the switch.
•XOR: Transmit based on the default simple transmit hash policy (one, or the other but not
both). This mode provides load balancing and fault tolerance.
•Broadcast: Transmit everything on all slave interfaces. This mode provides fault tolerance.
•IEEE 802.3ad LACP: Creates aggregation groups that share the same speed and duplex
settings. Utilizes all interfaces in the active aggregator according to the 802.3ad specification.
•Transmit Load Balancing: Channel bonding that does not require any special switch support.
The outgoing traffic is distributed according to the current load (computed relative to the
speed) on each interface. Incoming traffic is received by the current interface. If the receiving
interface fails, another interface takes over the MAC address of the failed receiving interface.
•Adaptive Load Balancing: Includes Transmit Load Balancing plus Receive Load Balancing
for IPV4 traffic, and does not require any special switch support. The receive load balancing is
achieved by ARP negotiation.
Note: To get the full performance benefit of an option, provision servers with dual
Ethernet interfaces, and verify that the LAN switch supports the feature that a
ReadyNAS teaming option may require. A mismatch between the LAN switch and
a ReadyNAS teaming option could degrade the throughput of the ReadyNAS.
Note: To use this option, the switch to which the ReadyNAS connects must support
IEEE 802.3ad LACP dynamic link aggregation. If the switch supports this
feature, this is the recommended option.

ReadyNAS 3200 Software Manual
Managing Your ReadyNAS 3200 2-5
v1.0, June 2009
VLAN Settings (Virtual Local Area Network)
In this section, you can specify whether to allow devices residing on different segments of a LAN
to appear in the same segment or, conversely, to allow devices on the same switch to behave as
through they belong to a different LAN.
If you wish to use the ReadyNAS 3200 in a VLAN environment, select the Enable VLAN
support check box, and enter a numeric VLAN ID. You need to reboot the ReadyNAS 3200 for
the VLAN function to take effect.
Performance Settings
In this section, you can the Enable jumbo frames option allows you to optimize the ReadyNAS
3200 for large data transfers.
Figure 2-5
Warning: Do not enable VLAN support unless you are sure that your clients also
support VLAN. Otherwise, you can lose network access to the unit, and you
might need to reinstall the firmware to disable the VLAN setting.
Figure 2-6
Note: Use this option only if your NICs and your gigabit switch support jumbo frames.
The ReadyNAS 3200 supports a 9000 byte frame size. For optimal performance, a
switch capable of this frame size or larger should be used.

ReadyNAS 3200 Software Manual
2-6 Managing Your ReadyNAS 3200
v1.0, June 2009
Global Network Settings
Hostname
The Hostname you specify is used to advertise the ReadyNAS 3200 on your network. You can use
the hostname to address the ReadyNAS 3200 in place of the IP address when accessing the
ReadyNAS 3200 from Windows, or over OS X using SMB. This is also the name that appears in
the RAIDar scan list.
The default hostname is nas- followed by the last three bytes of its primary MAC address.
Default Gateway
The Default Gateway specifies the IP address of the system where your network traffic is routed if
the destination is outside your subnet. In most homes and smaller offices, this is the IP address of
the router connected to the cable modem or your DSL service.
If you selected the DHCP option in the Ethernet or Wireless tab, the Default Gateway field is
automatically populated with the setting from your DHCP server. If you selected the Static option,
you can manually specify the IP addresses of the default gateway server here.
DNS Settings
The DNS area allows you to specify up to three Domain Name Service servers for hostname
resolution. The DNS service translates host names into IP addresses.
Figure 2-7

ReadyNAS 3200 Software Manual
Managing Your ReadyNAS 3200 2-7
v1.0, June 2009
If you selected the DHCP option in the Ethernet or Wireless tab, the Domain Name Server fields
are automatically populated with the DNS settings from your DHCP server. If you selected the
Static option, you can manually specify the IP addresses of the DNS servers and the domain name
here.
WINS
A WINS (Windows Internet Naming Service) server allows the ReadyNAS 3200 or other devices
on the network to be browsed from other subnets. This can be useful if you wish to browse by
hostname across multiple subnets (for example, over VPN).
You can specify the WINS server IP address, or you make the ReadyNAS your WINS server.
DHCP
DHCP (Dynamic Host Configuration Protocol) service simplifies management of a network by
dynamically assigning IP addresses to new clients on the network. The DHCP tab allows you to
specify this device as a DHCP server.
Figure 2-8
Figure 2-9

ReadyNAS 3200 Software Manual
2-8 Managing Your ReadyNAS 3200
v1.0, June 2009
Select the Enable DHCP service check box if you want the ReadyNAS 3200 device to act as a
DHCP server. This is convenient in networks where DHCP service is not already available.
Route: A Manual Routing Table
The Route tab allows you to specify a manual routing table for each Ethernet interface. You can
use this option to optimize performance. For example, you could configure a manual routing table
to assure that these Ethernet interfaces were directly routed over a fiber backbone to assure that the
unit would not experience the traffic congestion that can build up on a gigabit segment.
Updating the Admin Password
The Security tab allows you to set the administrator password, administer security, and set up the
password recovery feature on the ReadyNAS.
The Admin Password tab allows you to change the administrator user password. The administrator
user is the only user that can access FrontView, and this user has administrative privileges when
accessing shares. Be sure to set a password different from the default password, and make sure that
Note: These options are available only if this device is not already using a DHCP address.
Enabling DHCP service on a network already utilizing another DHCP server will
result in conflicts. If you wish to use this device as a DHCP server, make sure to
specify static addresses in the Ethernet and DNS tabs.
Figure 2-10
Note: The RAIDar utility includes a discovery mechanism that enables it to find any
ReadyNAS on the network without needing to know its IP address. Also, RAIDar
does not require a user name and password to monitor a ReadyNAS.

ReadyNAS 3200 Software Manual
Managing Your ReadyNAS 3200 2-9
v1.0, June 2009
this password is kept in a safe place. Anyone who obtains this password can change or erase the
data on the ReadyNAS.
As a safeguard, you are requested to enter a password recovery question, the expected answer, and
an e-mail address. If, in the future, you forget the password, you can go to
https://<ReadyNAS ip_address>/password_recovery. Successfully answering the questions there
resets the Admin Password, which is sent to the e-mail address you enter on this screen.
Figure 2-11
Note: In User or Domain security mode, you can use the admin account to log in to a
Windows share, and perform maintenance on any file or folder in that share. The
admin user also has permission to access all shares to perform backups.

ReadyNAS 3200 Software Manual
2-10 Managing Your ReadyNAS 3200
v1.0, June 2009
Selecting Services for Share Access
Three types of services are available: Standard File Protocols, Discovery Services, and Installed
Add-ins such as streaming services. These different services are explained in the following
sections.
Standard File Protocols
The standard file protocols are common file-sharing services that allow your workstation clients to
transfer files to and from the ReadyNAS 3200 using built-in file manager-over-network file
protocols supported by the client operating system.
The available services are:
•CIFS (Common Internet File Service). Sometimes referred to as SMB. This protocol is used
mainly by Microsoft Windows clients, and sometimes by Mac OS X clients. Under Windows,
when you click on My Network Places Network Neighborhood, you are going across CIFS.
This service is enabled by default and cannot be disabled.
•NFS (Network File Service). NFS is used by Linux and Unix clients. Mac OS 9/X users can
access NFS shares as well through console shell access. The ReadyNAS 3200 supports NFS
v3 over UDP and TCP.
Figure 2-12

ReadyNAS 3200 Software Manual
Managing Your ReadyNAS 3200 2-11
v1.0, June 2009
•AFP (Apple File Protocol). Mac OS 9 and OS X works best using this protocol as it handles
an extensive character set. However, in mixed PC and Mac environments, it is advisable to use
CIFS/SMB, unless enhanced character set support is necessary on the Mac.The ReadyNAS
3200 supports AFP 3.1.
•FTP (File Transfer Protocol). Widely used in public file upload and download sites.
ReadyNAS 3200 supports anonymous or user access for FTP clients, regardless of the security
mode selected. If you wish, you can elect to set up port forwarding to nonstandard ports for
better security when accessing files over the Internet.
•HTTP (Hypertext Transfer Protocol). Used by Web browsers. ReadyNAS 3200 supports
HTTP file manager, allowing Web browsers to read and write to shares using the Web browser.
This service can be disabled in lieu of HTTPS to allow for a more secure transmission of
passwords and data. With the option to redirect default Web access to a specified share, you
can transparently force access to http://readynas_ip to http://readynas_ip/share. This is
useful if you do not want to expose your default share listing page to outsiders. All you need in
the target share is an index file such as index.htm or index.html. You have the option of
enabling or disabling login authentication to this share.
•HTTPS (HTTP with SSL encryption). This service is enabled by default and cannot be
disabled. Access to FrontView is strictly through HTTPS for this reason. If you want remote
Web access to FrontView or your HTTPS shares, you can specify a nonstandard port (default
is 443) that you can forward on your router for better security. You can also regenerate the SSL
key based on the hostname or IP address that users will use to address the ReadyNAS 3200.
This allows you to bypass the default dummy certificate warnings whenever users access the
ReadyNAS 3200 over HTTPS.
•Rsync. An extremely popular and efficient form of incremental backup made popular in the
Linux platform but now available for various other Unix systems as well as Windows and
Mac. Enabling rsync service on the ReadyNAS 3200 allows clients to use rsync to initiate
backups to and from the ReadyNAS 3200.

ReadyNAS 3200 Software Manual
2-12 Managing Your ReadyNAS 3200
v1.0, June 2009
Discovery Services
Bonjour and UPnP discovery services are included with theReadyNAS 3200. Additional services
that you download and install from www.readynas.com are listed in the Add-ons tab page.
•Bonjour service provides a simple way of discovering various services on the ReadyNAS
3200. Bonjour currently provides an easy way to connect to FrontView, IPP printing, and AFP
services. OS X has built-in Bonjour support, and you can download Bonjour for Windows
from Apple’s website.
•UPnP provides a means for UPnP-enabled clients to discover the ReadyNAS 3200 on your
LAN.
Figure 2-13

ReadyNAS 3200 Software Manual
Managing Your ReadyNAS 3200 2-13
v1.0, June 2009
Understanding Volume Management
The ReadyNAS 3200 family offers two RAID volume technologies: Flex-RAID, utilizing the
industry-standard RAID levels 0, 1, 5 and 6; and X-RAID2, the NETGEAR-patented expandable
RAID technology.
Your system comes preconfigured with X-RAID2. However, you can switch between the two
modes through a factory default reset process described in the ReadyNAS 3200 Hardware
Manual.” For more on X-RAID2 and RAID, see Appendix C, “X-RAID2 and RAID”.
Advantages of X-RAID2 and Flex-RAID
There are advantages to both technologies.
•Flex-RAID:
– The default volume can be deleted and re-created, with or without snapshot reserved
space.
– Hot spare disk is supported.
– Full volume management is available. You can create RAID level 0, 1, 5 or 6 volumes,
specify the volume size, delete a disk from a volume, assign a hot spare, and so on.
– Multiple volumes are supported, each with a different RAID level, snapshot schedule and
disk quota definition.
Figure 2-14

ReadyNAS 3200 Software Manual
2-14 Managing Your ReadyNAS 3200
v1.0, June 2009
– Each disk can be replaced, one by one, then rebuilt; after the last disk is replaced, another
data volume using the newly added capacity can be configured.
• X-RAID2:
– One-volume technology, but supports volume expansion, either with the addition of more
disks or the replacement of an existing disk with larger capacity disks.
– You can start out with one disk, and add more disks as you need them or can afford them.
– Volume management is automatic. Add a second disk, and it becomes a mirror to the first.
Add a third disk and your capacity doubles; add a fourth, and your capacity triples—the
expansion occurring while redundancy is maintained.
– In the future, you will be able to replace disks, one at a time, have each one finish
rebuilding and, after new redundant space becomes available, your volume will
automatically expand to utilize the new capacity.
Volume Management for Flex-RAID
If you want to reconfigure the default Flex-RAID volume C, split it into multiple volumes, specify
a different RAID level, or specify a larger reserved space for snapshots, you need to reconfigure
your volume. The first step is to delete the existing volume you want to replace.
Deleting a Volume
To delete a volume, select the Volume tab of the volume you wish to delete (if there are multiple
volumes) and click Delete Volume (in this case only Volume C is configured).
Warning: Make sure that you back up the files you wish to keep before deleting a
volume. All shares, files, and snapshots residing on that volume will be
deleted and are non-recoverable!
Figure 2-15

ReadyNAS 3200 Software Manual
Managing Your ReadyNAS 3200 2-15
v1.0, June 2009
You are asked to confirm your intention by typing DELETE VOLUME.
Adding a Volume
After deleting the volume, the Add Volume tab lists the available configurable space on the hard
disks. All the disks are selected by default. You can specify a hot spare disk if you wish. A hot
spare remains in standby mode and automatically regenerates the data from a failed disk from the
volume. A hot spare disk is available for RAID level 1 and RAID level 5 only if there are enough
disks to fulfill the required minimum plus one.
.
To add a volume:
1. Select the hard disks. In this example, we select the first three disks and elect not to specify
any of them as a hot spare.
2. Select the RAID level. RAID level determines how the redundancy, capacity utilization, and
performance are implemented for the volume. Typically in a configuration of three or more
disks, RAID level 5 is recommended.
In our example, we selected RAID level 5 for the three selected disks.
Figure 2-16
Figure 2-17

ReadyNAS 3200 Software Manual
2-16 Managing Your ReadyNAS 3200
v1.0, June 2009
3. Specify the reserve space for a snapshot. Next, select the percentage of the volume you wish to
allocate for snapshots. You can specify 0 if you wish to disable snapshot capability, or you can
specify a percentage in 5 percent increments from 5 to 50 percent.
The percentage represents the amount of data you think changes while the snapshot is active.
This typically depends on how often you schedule your snapshot to occur (see “MAC OS X
Time Machine Backup” on page 4-9), and the maximum amount of data (plus padding) you
think changes during that time. Make sure to allocate enough space for a worst case as the
snapshot becomes unusable when its reserved space runs out.
In our example, we selected 10 percent of the volume to be reserved for snapshots.
4. Specify the desired volume size. After you specify the volume parameters, enter the
appropriate volume size—if you wish to configure a smaller volume size than the maximum
displayed. The resulting volume will be approximately the size that is specified.
5. Click Apply, and wait for the instruction to reboot the system. It typically takes about 1 minute
before you are notified to reboot.
After rebooting, you are notified by e-mail when the volume has been added. Use RAIDar to
reconnect to the NAS device.
RAID Settings
After you have added a volume, you can return to the Volume tab and click the RAID Settings tab
to display the current RAID information and configuration options for the volume.
Note: If you do not reserve any space for snapshots, the snapshot tab is not displayed
in the Volume tab.

ReadyNAS 3200 Software Manual
Managing Your ReadyNAS 3200 2-17
v1.0, June 2009
Notice that the disk on Channel 4 that we did not configure is listed in the Available Disks section.
We can add this disk as a hot spare by clicking Make hot spare.
We can also remove a disk from the volume by clicking Remove. The volume will still be
available but in a non-redundant state. An additional disk failure would render this volume
unusable.
The Locate option is a way to verify that a disk is correctly situated in the expected disk slot.
Clicking Locate causes disk LED to blink for 15 seconds.
Volume Management for X-RAID2
Most people want to either add redundancy or expand their data volume. X-RAID2 enables this
without the headaches usually associated with doing so.
Adding a Second Disk for Redundancy
A one-disk X-RAID2 device has no redundancy and provides no protection from a disk failure.
However, if and when you feel the need for redundancy, simply add a new disk with at least the
capacity of the first disk. Depending on the size of the disk, within a few hours, your data volume
will be fully redundant. The process occurs in the background, so access to the ReadyNAS 3200 is
not interrupted.
Figure 2-18
Note: The Remove operation is a maintenance feature. Do not use it in a live
environment. Its function is equivalent to hot-removing the disk or simulating a
disk failure.

ReadyNAS 3200 Software Manual
2-18 Managing Your ReadyNAS 3200
v1.0, June 2009
Adding More Disks
At a certain point, you will want more capacity. With typical RAID volumes, you have to back up
your data to another system (with enough space), add a new disk, reformat your RAID volume,
and restore your data back to the new RAID volume.
With X-RAID2, you simply add the third disk using the ReadyNAS hot-swap disk tray. If you are
adding multiple disks at the same time, power down the ReadyNAS, add the disk(s), and power
back on. The X-RAID2 device initializes and scans the newly added disk(s) for bad sectors in the
background. You can continue working normally without any lag in performance.
Reboot the ReadyNAS to initiate the background expansion. You can continue using the
ReadyNAS while the expansion proceeds. You will get an email notice when the expansion
completes.
After you receive your e-mail, the ReadyNAS 3200 will have been expanded with the capacity
from your new disk(s).
Replacing Disks for More Capacity
When you need more disk space and larger disks are available at an attractive price, you can
expand your volume capacity by replacing the existing disks.
The ReadyNAS 3200 supports hot-swapping, so you can swap disks without powering down. The
Replace the first disk, and the ReadyNAS will detect that a new disk was put in place and
resynchronizes the disk with data from the removed disk. This process can take 30 minutes or
longer, depending on disk capacity, but you can use the ReadyNAS while the new disk
synchronizes. Upon completion, replace the second disk with another large-capacity disk, allow
that disk to synchronize. X-RAID2 lets you expand the volume when a minimum of two disks are
replaced. At one time, you cannot replace disks that add up to more than the current volume
capacity. When you have replaced the desired number of disks, simply reboot the ReadyNAS to
initiate the background expansion. You can continue using the ReadyNAS while the expansion
proceeds. You will get an email notice when the expansion completes.
Changing between X-RAID2 and Flex-RAID Modes
You can switch between X-RAID2 and Flex-X-RAID modes. The process involves setting the
ReadyNAS 3200 to the factory default and using RAIDar to configure the volume during a 10-
minute delay window during boot. Setting the ReadyNAS 3200 to the factory default setting will
erase all its data. See the ReadyNAS 3200 Hardware Manual for more information.

ReadyNAS 3200 Software Manual
Managing Your ReadyNAS 3200 2-19
v1.0, June 2009
iSCSI Target Volumes
The iSCSI target service enables you to create one or more iSCSI target volumes on the
ReadyNAS.
The iSCSI (Internet SCSI) protocol allows clients called initiators to send SCSI commands to
SCSI storage devices called targets on remote servers. It is a popular Storage Area Network (SAN)
protocol, allowing organizations to consolidate storage into data center storage arrays while
providing hosts such as databases and web servers with the illusion of locally-attached disks.
Unlike Fibre Channel, which requires special-purpose cabling, iSCSI can be run over long
distances using existing network infrastructure.
An iSCSI initiator sends SCSI commands over an IP network to an iSCSI target. Software to
provide an iSCSI initiator is available for most mainstream operating systems. Unlike network file
services where you access files in network share folders, the iSCSI target presents itself as a virtual
block device and can be treated like a locally attached disk to the client system acting as the iSCSI
initiator. Windows for instance could run FAT32 or NTFS on the iSCSI target device, and treat the
device as though it was locally attached.
To configure an iSCSI target volume on the ReadyNAS, go to Volumes > Volume Settings >
iSCSI.
Figure 2-19

ReadyNAS 3200 Software Manual
2-20 Managing Your ReadyNAS 3200
v1.0, June 2009
To enable iSCSI support, click Create iSCSI Target, and enter the desired name of the target and
the capacity you wish to reserve for this target device. Maximum capacity is slightly less than the
full free space on the ReadyNAS. If you wish to enable authentication for access, enable CHAP
authentication and specify the user name and password. The password needs to be at least 12
characters long.
Go to http://readynas.com/iSCSI on ReadyNAS.com for instructions on setting up iSCSI access
from various operating systems.
USB Volumes
The USB tab displays the USB disk and flash devices connected to the ReadyNAS 3200, and
offers various options for these devices. A flash device appears as USB_FLASH_1 and a disk
device appears as USB_HDD_1. If you have multiple devices, they appear appended by an
increasing device number; for example, USB_HDD_2. If the device contains multiple partitions,
the partitions are listed beneath the main device entry.
Partitions on the storage devices must be one of the following file system formats: FAT32, NTFS,
Ext2, or Ext3.
Figure 2-20

ReadyNAS 3200 Software Manual
Managing Your ReadyNAS 3200 2-21
v1.0, June 2009
To the right of the access icons are command options. The following commands are available:
When the USB device is unmounted, you have the option of renaming it. The next time the same
device is connected, it will use the new name rather than the default USB_FLASH_n or
USB_HDD_n naming scheme.
The USB storage shares are listed in the Share screen, and access restrictions can be specified
there. The share names reflect the USB device names. USB storage devices are shared using the
name of the device appended with the partition number. You can change the base device name in
Volumes > USB Storage, if you want.
USB Flash Device Option
Toward the lower portion of the USB Storage screen is the USB Flash Device Option section (see
Figure 2-20 on page 2-20). There, you can elect to copy the content of a USB flash device
automatically on connection to a specified share. Files are copied into a unique timestamp folder to
prevent overwriting previous contents. This is useful for uploading pictures from digital cameras
and music from MP3 players without needing to power on a PC.
In User security mode, an additional option to set the ownership of the copied files is available.
Disconnect This option prepares the USB partition for disconnection by correctly unmounting the file
system. In most cases, you can safely disconnect the device without first unmounting;
however, the Disconnect command ensures that any data still in the write cache is
written out to the disks and that the file system is properly closed. The Disconnect option
unmounts all partitions on the device. Once disconnected, physically remove and re-
connect to the ReadyNAS to regain access the USB device,.
Locate In cases where you attach multiple storage devices and wish to determine which device
corresponds to the device listing, the Locate command causes the device LED to blink, if
present.
Format FAT32 This option formats the device as a FAT32 file system. FAT32 format is easily
recognizable by most newer Windows, Linux, and Unix operating systems.
Format EXT3 This option formats the device as an EXT3 file system. Select this option if you will be
accessing the USB device mainly from Linux systems or ReadyNAS devices. The
advantage of EXT3 over FAT32 is that file ownership and mode information can be
retained using this format, whereas this capability is not there with FAT32. Although not
natively present in the base operating system, Ext3 support for Windows and OS X can
be added.

ReadyNAS 3200 Software Manual
2-22 Managing Your ReadyNAS 3200
v1.0, June 2009
USB Volume Name and Access Rights Persistence Across Mount/Dismounts
The ReadyNAS 3200 attempts to remember the name as long as there is a unique ID associated
with the USB device so that the next time the device is connected, the same share name(s) will be
available. Share access restrictions are not saved across disconnects, however.
Adjusting System Settings
Use the System menu to adjust the system settings.
Figure 2-21
Note: Even when access authorization is based on user login, files on a USB device, are
saved with UID 0 regardless of the user account. This is to allow easy sharing of
the USB device with other ReadyNAS and PC systems.
Figure 2-22

ReadyNAS 3200 Software Manual
Managing Your ReadyNAS 3200 2-23
v1.0, June 2009
System settings include clock, alert, performance, language, firmware update, configuration
backup/restore, power, and shutdown settings.
Clock, System Time, and NTP Options
An accurate time setting on the Clock screen is required to ensure proper file timestamps. You can
access the Clock screen by selecting System > Clock from the main menu.
The Select Timezone section and the Select Current Time section of the Clock screen allow you to
set the Timezone, and the Date and Time. You can elect to synchronize the system time on the
device with a remote NTP (Network Time Protocol) server. You can elect to keep the default
servers or enter up to two NTP servers closer to your locale. You can find an available public NTP
servers by searching the Web.
Alerts, Alert Contacts, Alert Settings, SNMP, and SMTP
In the event of a device or an enclosure failure, a quota violation, low-disk space warning, and
other system events requiring your attention, e-mail alerts are sent.
The Alerts screen is accessed by selecting System > Alerts from the main menu.
Contacts
The Contacts tab allows you to specify up to three e-mail addresses where system alerts will be
sent. The ReadyNAS 3200 device has a robust system monitoring feature and sends e-mail alerts if
something appears to be wrong or when a device has failed. Make sure to enter a primary e-mail
address and a backup one if possible.
Figure 2-23

ReadyNAS 3200 Software Manual
2-24 Managing Your ReadyNAS 3200
v1.0, June 2009
Some e-mail addresses can be tied to a mobile phone. This is a great way to monitor the device
when you are away from your desk.
Settings
This ReadyNAS 3200 device has been preconfigured with mandatory and optional alerts for
various system device warnings and failures. The Settings tab allows you to control the settings for
the optional alerts.
You should keep all alerts enabled; however, you might choose to disable an alert if you are aware
of a problem and wish to temporarily disable it.
At the bottom of the screen in the Other Alert Settings section, there are a couple of additional
options of note. Selecting the Power-off NAS when a disk fails or no longer responds option
gracefully powers off the ReadyNAS 3200 if a disk failure or a disk remove event is detected.
Selecting the Power-off NAS when disk temperature exceeds safe level gracefully powers off
the ReadyNAS 3200 when the disk temperature exceeds the nominal range.
SNMP
If you utilize an SNMP management system such as HP OpenView or CA UniCenter to monitor
devices on your network, you can set up the ReadyNAS 3200 device to work with this
infrastructure.
Figure 2-24

ReadyNAS 3200 Software Manual
Managing Your ReadyNAS 3200 2-25
v1.0, June 2009
To set up SNMP service:
1. Select the SNMP tab to display the SNMP settings.
2. Select the Enable SNMP service check box. You can leave the Community field set to
public, or specify a private name if you have opted for a more segregated monitoring scheme.
3. Enter a host name or an IP address in the Trap destination field. This is where all trap
messages will be sent. The following system events generate a trap:
• Abnormal power voltage
• Abnormal board enclosure temperature
•Fan failure
• UPS connected
• UPS detected power failure
• RAID disk sync started and finished
• RAID disk added, removed, and failure
• Snapshot invalidated
4. If you wish to limit SNMP access to only a secure list of hosts, specify the hosts in the Hosts
allowed access field.
5. Click Apply to save your settings.
When you have saved the SNMP settings on the ReadyNAS 3200, you can import the NETGEAR
SNMP MIB to your SNMP client application. The NETGEAR MIB can be obtained from the
included Installation CD or downloaded from the NETGEAR Support site at
http://www.netgear.com/support.
Figure 2-25

ReadyNAS 3200 Software Manual
2-26 Managing Your ReadyNAS 3200
v1.0, June 2009
SMTP
The ReadyNAS 3200 device has a built-in e-mail message transfer agent (MTA) that is set up to
send alert e-mail messages from the device. Some corporate environments, however, might have a
firewall that blocks untrusted MTAs from sending out messages.
If you were unable to receive the test message from the Alerts Settings tab, it might have been
blocked by the firewall. In that case, specify an appropriate SMTP server in this tab.
If your firewall setting prevents alert messages from being sent by the embedded SMTP server, or
if your ISP blocks SMTP port 25, enter a remote SMTP server that alert email messages can be
routed through. Some SMTP servers will reject non-fully qualified histamines, so you may need to
change the hostname of this device to FQDN format in the Network tab (see “Hostname” on
page 2-6), i.e. use myhost.domain.com instead of myhost.
Internet Service Providers (ISPs) for home might also block untrusted MTAs. Furthermore, they
might allow you to specify their SMTP server but requires that you enter a user login and password
to send out e-mail—this is common with most DSL services. If this is the case, simply enter the
user name and password in the fields provided.
The TLS option allows the SMTP server and client to use transport-layer security to provide
private, authenticated communication over the Internet. This gives SMTP agents the ability to
protect some or all of their communications from eavesdroppers and attackers, and may be
required by the SMTP server you are using.
Figure 2-26

ReadyNAS 3200 Software Manual
Managing Your ReadyNAS 3200 2-27
v1.0, June 2009
Language Settings
The Language Setting screen offers the option of setting the ReadyNAS 3200 device to the
appropriate character set for file names.
For example, selecting Japanese allows you to share files with Japanese names in Windows
Explorer.
It is best to select the appropriate language based on the region where the device will be operated.
Figure 2-27
Figure 2-28

ReadyNAS 3200 Software Manual
2-28 Managing Your ReadyNAS 3200
v1.0, June 2009
If you wish, you can select the Allow Unicode for user, group and share names check box to
allow for greater flexibility in non-English speaking regions. This option, once selected, cannot be
reversed.
If your FTP client uses different character encoding from the NAS character encoding specified in
Unicode, the NAS FTP server will convert it if you select the Enable character encoding
conversion for FTP clients check box.
Updating ReadyNAS 3200 Firmware
The ReadyNAS 3200 device offers the option of upgrading the operating firmware either
automatically using the Remote Update option or by manually loading an update image
downloaded from the NETGEAR website.
Updating from the NETGEAR Web Site
If the ReadyNAS 3200 has Internet access the easiest update option is the Remote option. The
update process updates only the firmware image and does not modify your data volume. However,
it is always a good practice to back up your data before you perform an update.
To use the Remote option, select Update from the main menu and then click the Remote tab. Click
Check for Updates to check for updates on the NETGEAR update server.
Note: This option does not set the web browser language display—browser settings must
be done using the browser language option.
Note: HTTP and WebDAV access do not work with Unicode user names. Other
restrictions might exist.
Figure 2-29

ReadyNAS 3200 Software Manual
Managing Your ReadyNAS 3200 2-29
v1.0, June 2009
When prompted, click Perform System Update.
After the download completes, you will be prompted to reboot the system.
Updating from a Local Drive
When the ReadyNAS 3200 is not connected to the Internet, or Internet access is blocked, you can
download an updated RAIDiator firmware image from http://www.readynas.com and upload that
file. The process takes several minutes after which you are requested to reboot the system and
proceed with the upgrade
Configuring Automatic Update Settings
You can enable the automatic update check and download options in the Settings tab. If you select
the Automatically check for updates check box, the ReadyNAS 3200 does not download the
actual firmware update, but notifies you when an update is available. If you select the Download
updates automatically check box, the update image is downloaded, and you are notified by e-
mail to reboot the device to perform the update.
Restoring the Factory Default Settings
Use the Factory Default tab to reset the ReadyNAS 3200 device back to its factory default state.
Back up the data and configuration information that you wish to keep prior to using this option. If
you select this option, you are asked to confirm the command by typing: FACTORY.
Configuration Backup
Backup and restore ReadyNAS configurations to preserve settings to safeguard the configurations
or to replicate settings onto other ReadyNAS devices. Use the configuration backup to save your
configuration so that if you ever have to reset the unit to its factory default settings, you can simply
Warning: Do not click the browser Refresh button during the update process.
Warning: Resetting to Factory Default erases everything, including data shares,
volume(s), user and group accounts, and configuration information. There is
no way to recover after you confirm this command.

ReadyNAS 3200 Software Manual
2-30 Managing Your ReadyNAS 3200
v1.0, June 2009
restore all your settings from the configuration backup. Or back up a known good working
configuration before you make changes so that you can easily revert to the good configuration is
the changes are problematic.
Click Backup then Select which category of configuration files to backup, then click the
“Download configuration archive” button to download a zip archive of the requested files. Use the
Restore tab to browse for a configuration backup you would like to restore. You can also use this
feature to replicate a standard configuration across a number of units.
Figure 2-30

3-1
v1.0, June 2009
Chapter 3
Managing User Access
The topics in this chapter cover setting up and managing the ReadyNAS 3200 Network Attached
Storage System in your network. This chapter contains the following sections:
•“Understanding Share Security Access Modes”
•“Setting Up User and Group Accounts”
•“Changing User Passwords”
•“Managing Shares”
•“Share Access from a Web Browser”
•“Share Access via FTP/FTPS”
•“Remote Access”
•“Enabling Rsync and Specifying Rsync Rights”
Understanding Share Security Access Modes
The ReadyNAS 3200 offers User and Domain security access options.
Figure 3-1

ReadyNAS 3200 Software Manual
3-2 Managing User Access
v1.0, June 2009
Select the most appropriate option based on the required level of security and your current network
authentication scheme.
•User. User security mode is the recommended selection for the small and medium-size office
or workgroup environments. This mode allows you to set up share access restrictions based on
user and group accounts. Access to shares requires proper login authentication, and you can
specify which users and/or groups you wish to offer access. As an example, you might want to
restrict company financial data to just users belonging to one particular group. In this security
mode, the administrator need to set up and maintain user and group accounts on the
ReadyNAS device itself.
•Domain. The Domain security mode is most appropriate for larger department or corporate
environments, where a centralized Windows-based domain controller or active directory
server is present. The ReadyNAS device integrates in this environment by creating a trusted
relationship with the domain/ADS authentication server and allowing all user authentications
to occur there, eliminating the need for separate account administration on the device itself.
User Security Mode
This option is ideal for small and medium-size offices or workgroups. Select this option if you
would like to control access to shares based on user or group accounts and if your network does
not utilize a domain controller for authentication.
If you select this option, you will need to create a user account for anyone accessing this device.
This option supports setting disk quotas on a per-user or per-group basis.
In User security mode, you specify a workgroup name, and create user and group accounts. You
have control over how much disk space is allocated for each user or group.
Each user is given a home share on the ReadyNAS 3200 device that the user can use to keep
private data such as backups of the user’s PC. This home share is accessible only by that user and
the administrator in order to perform backups of the private shares. The option to automatically
Figure 3-2

ReadyNAS 3200 Software Manual
Managing User Access 3-3
v1.0, June 2009
generate the private home share is controlled in the Accounts/Preferences tab, and you can disable
it if you wish.
To set up the ReadyNAS 3200 for this security mode, you need the following information:
• Workgroup name
• Group names you wish to create (for example, Marketing, Sales, Engineering)
• User names you wish to create (plus e-mail addresses if you will be setting disk quotas)
• Amount of disk space you want to allocate to users and groups (optional)
To change or set a workgroup name:
1. Select the User radio button.
2. Enter the name you want to use in the Workgroup field in the User section. The name can be
the workgroup name that is already used on your Windows network.
3. Click Apply to save your changes.
Note: Private user shares are accessible only by users using CIFS (Windows) or AFP
(Mac), and FTP/S protocols.

ReadyNAS 3200 Software Manual
3-4 Managing User Access
v1.0, June 2009
Domain Security Mode
If you choose the Domain security mode option, you need to create a trusted relationship with the
domain controller or the active directory server (ADS) that will act as the authentication server for
the ReadyNAS 3200 device.
You need the following information:
• Domain name.
• Domain administrator login.
• Domain administrator password.
• If using ADS, you will need:
– DNS name of the ADS realm
– OU (Organization Unit). You can specify nested OUs by separating OU entries with
commas. The lowest level OU must be specified first.
Figure 3-3

ReadyNAS 3200 Software Manual
Managing User Access 3-5
v1.0, June 2009
You can elect to have the ReadyNAS 3200 automatically auto-detect the domain controller, or you
can specify the IP address. Sometimes auto-detect fails, and you need to supply the IP address of
the domain controller to join the domain.
If you have a large number of users in your domain, you may want to clear the Display users from
trusted domains... check box. The FrontView management system might slow down to an
unusable state.
Click Apply to join the domain. If Auto-detection is successful, users and groups from the domain
now have login access to the shares on this device.
Accounts are managed on the domain controller. The ReadyNAS 3200 simply pulls the account
information from the controller and displays it in the Accounts tab screen if you have the Display
users from trusted domains… option enabled. If you wish, you can assign a disk quota to the
domain users and groups. If e-mail addresses are specified, users are automatically notified when
approaching and reaching their quotas.
Setting Up User and Group Accounts
In the User & Group Accounts security mode, the Accounts tab screen allows you to manage
user and group accounts on the ReadyNAS 3200.
Note: At this time you can use of the ReadyNAS 3200 in a domain environment that
serves up to 32,000 users.
Figure 3-4

ReadyNAS 3200 Software Manual
3-6 Managing User Access
v1.0, June 2009
Managing Groups
To add a new group:
1. Select Manage Groups from the drop-down menu in the upper right corner.
2. Select the Add Group tab if it is not already selected. You can add up to five groups at a time.
If you expect to have just one big set of users for one group, you can forego adding a new
group and accept the default users group.
3. Click Apply to save your settings.
If you want, a user can belong to multiple groups. Once you have created user accounts, you can
specify secondary groups that the user can belong to. This allows for finer-grain settings for share
access. For instance, you can have user Joe in the Marketing group also belong to the Sales group
so Joe can access shares restricted to only the Marketing and Sales groups.
While adding a new group, you can specify the amount of disk space you wish to allocate that
group by setting a disk quota. A value of 0 denotes no limit. You can also set the Group ID, or
GID, of the group that you are adding. You can leave this field blank and let the system
automatically assign this value unless you wish to match your GID to your NFS clients.
Figure 3-5

ReadyNAS 3200 Software Manual
Managing User Access 3-7
v1.0, June 2009
You can view or change your groups by clicking the alphabetical index tab, or click All to list all
groups. If you wish to add a large number of groups, select Import group list from the pull-down
menu, and browse to locate the file containing the group list. You can upload a CSV (Comma
Separated Value) formatted file containing the group account information. The format of the file
is:
name1,gid1,quota1,member11:member12:member13
name2,gid2,quota2,member21:member22:member23
name3,gid3,quota3,member31:member32:member33
:
Please note the following:
• Spaces around commas are ignored.
• The name field is required.
• Quota is set to default if not specified.
• GID is automatically generated if not specified.
• Empty fields are replaced with account defaults.
• Group members are optional.
Examples of acceptable formats are as follows (note that you can omit follow-on commas and
fields if you wish to accept the system defaults for those fields, or you can leave the fields empty):
flintstones
In this example, the group flintstones is created with an automatically assigned GID and
default quota.
rubble,1007,5000,barney:betty
In this example, the group rubble has a GID of 1007, a quota of 5000 MB, with members
barney and betty.

ReadyNAS 3200 Software Manual
3-8 Managing User Access
v1.0, June 2009
Managing Users
To manage user accounts:
1. Select Manage Users from the drop-down menu.
2. Click the Add User tab to add a new user. You can add up to five users at a time. For each
user, add the following information:
•User name,
• E-mail address
• User ID
• Select a group from the Group pull-down menu.
• Password
• Disk quota.
3. Click Apply to save your settings.
Only the user name and password fields are required; however, you should specify a user e-mail
address if you intend to set up disk quotas. Without an e-mail address, the user will not be warned
when disk usage approaches the specified disk quota limit. If you do not wish to assign a disk
quota, enter 0.
Figure 3-6

ReadyNAS 3200 Software Manual
Managing User Access 3-9
v1.0, June 2009
If you wish to add a large number of users, select Import user list from the pull-down menu and
browse to locate the file containing the group list. You can upload a CSV (Comma Separated
Value) formatted file containing the user account information. The format of the file is:
name1,password1,group1,email1,uid1,quota1
name2,password2,group2,email2,uid2,quota2
name3,password3,group3,email3,uid3,quota3
:
Please note the following:
• Spaces around commas are ignored.
• The name and password fields are required.
• If a listed group account does not exist, it is automatically created.
• Group and quota are set to the defaults if not specified.
• E-mail notification is not sent to the user if the field is omitted or left blank.
• UID is automatically generated if not specified.
• Empty fields are replaced with account defaults.
Examples of acceptable formats are as follows (note that you can omit follow-on commas and
fields if you wish to accept the system defaults for those fields, or you can leave the fields empty):
fred,hello123
In this example, user fred has a password set to hello123, belongs to the default group, receives no
e-mail notification, has a UID assigned automatically, and has a default quota.
barney,23stone,,barney@bedrock.com
In this example, user barney has a password set to 23stone, belongs to the default group, receives
e-mail notification sent to barney@bedrock.com, has a UID assigned automatically, and has a
default quota.
wilma,imhiswif,ourgroup,wilma@bedrock.com,225,50
In this example, user wilma has a password imhiswif, belongs to the group ourgroup, receives e-
mail notification sent to wilma@bedrock.com, has a UID set to 225, and a quota set to 50 MB.

ReadyNAS 3200 Software Manual
3-10 Managing User Access
v1.0, June 2009
Setting Accounts Preferences
You can set various account defaults by selecting Preferences option from the pull-down menu.
Changing User Passwords
There are two ways in which user passwords can be changed in the User security mode. The first
way is for the administrator to change the passwords by selecting Security > User & Group
Accounts and then selecting Manage Users from the pull-down menu. The other and preferred
way is to allow users to change their own passwords. This relieves the administrator from this task
and encourages users to change their passwords on a more regular basis for enhanced security.
Users can use the Web browser and their existing password to log in to https://<ip_addr>/ to
access the Web share listing page. Then select the Password tab, and follow the prompts to set a
new password.
.
Figure 3-7
Figure 3-8

ReadyNAS 3200 Software Manual
Managing User Access 3-11
v1.0, June 2009
In Share and Domain security mode, the Password tab does not appear.
Managing Shares
Shares enable you to organize the information stored on a volume, and administer who has access
to that information. For example, generic policies and forms like blank expense reports everyone
should be able to access, compared with sensitive data like financial information only the finance
group should be able to access.
The Shares menu provides all the options pertaining to share services for the ReadyNAS 3200
device. This entails share management (including data and print shares), volume management, and
share service management.
Adding Shares
To add a share:
1. From the main menu, select Volumes > Volume Settings. If more than one volume is
configured, click on the volume you wish to add the share.
Note: User passwords in Domain mode must be set on the domain or ADS server.
Figure 3-9

ReadyNAS 3200 Software Manual
3-12 Managing User Access
v1.0, June 2009
2. Select Add Shares. Enter the share name and description.
Once you finish adding the shares, refer to Appendix B, “Share Access from MAC and Linux
Systems” for instructions on how to access them from different client interfaces.
Managing Shares
Once you have added shares, you can manually fine-tune share access by selecting Share List.
Figure 3-10
Note: Enabling Public Access means the Guest account has access to the share.
Figure 3-11
Icon Legend

ReadyNAS 3200 Software Manual
Managing User Access 3-13
v1.0, June 2009
The columns to the left of the Delete check box represent the services that are currently available.
The access icons in those columns summarize the status of the service and the access rights to the
share for each of the services. Move the mouse pointer over the access icons to view the access
settings.
The settings are as follows:
•Disabled. Access to this share is disabled.
•Read-only Access. Access to this share is read-only.
•Read/Write Access. Access to this share is read/write.
•Read Access with exceptions. Either (1) access to this share is read-only and allowed only for
specified hosts, (2) access is read-only except for one or more users or groups that are granted
read/write permission, or (3) access is disabled except for one or more users or groups that are
granted read-only privilege.
•Write Access with exceptions – Either (1) access to this share is read/write and allowed only
for specified hosts, (2) access is read/write except for one or more users or groups that are
restricted to read-only access, or (3) access is disabled except for one or more users or groups
that are granted read/write privilege.
You can click on the access icons to display the Share Options screen, where you can set the access
rules for each file protocol. Keep in mind that access options differ between protocols.
To delete a share, select the check box on the far right of the share listing and click Delete.
Setting Share Access
Access the CIFS Share Access Restrictions screen by clicking on the file system icon.
Figure 3-12

ReadyNAS 3200 Software Manual
3-14 Managing User Access
v1.0, June 2009
Share Access Restriction. If you wish to limit share access to particular users and/or groups,
you can enter their names in the Read-only users, Read-only groups, Write-enabled users, and
Write-enabled group fields. The names must be valid accounts, either on the network storage or
on the domain controller. Note that access control differs slightly from service to service.
For instance, if you wish to allow read-only access to all and read/write access only user fred and
group engr, you would set the following:
• Default: Read-only
• Write-enabled users: fred
• Write-enabled groups: engr
If you wish to limit this access only to hosts 192.168.2.101 and 192.168.2.102, set the following:
• Default: Read-only
• Hosts allowed access: 192.168.2.101, 192.168.2.102
• Write-enabled users: fred
• Write-enabled groups: engr
If you wish to specify some users and groups for read-only access and some for read/write access,
and disallow all other users and groups, enter the following:
• Default: Disabled
• Hosts allowed access: 192.168.2.101, 192.168.2.102
• Read-only users: mary, joe
• Read-only groups: marketing, finance
• Write-enabled users: fred
• Write-enabled groups: engr
If you wish to grant guests access to this share, check the Allow guest access checkbox.
Share Display Option. Restricting access to a share does not prevent users from seeing the
share in the browse list. In certain instances, you might not want this, such as for backup shares
that you might want to prevent users from seeing.
To hide a share, select the Hide this share… check box. Users who have access to this share must
specify the path explicitly. For example, to access a hidden share, enter \\host\share in the
Windows Explorer address bar.

ReadyNAS 3200 Software Manual
Managing User Access 3-15
v1.0, June 2009
Recycle Bin. The ReadyNAS 3200 can have a Recycle Bin for each share for Windows users.
The Enable Recycle Bin option is shown at the bottom of the CIFS screen.
When this check box is selected, whenever you delete a file, the file gets inserted into the Recycle
Bin folder in the share rather than being permanently deleted. This allows for a grace period during
which users can restore deleted files.
You can specify how long to keep the files in the Recycle Bin and how large the Recycle Bin can
get before files get permanently erased.
Advanced CIFS Permission. The Advanced CIFS Permission section offers options for
setting the default permission of new files and folders created through CIFS. The default
permission of newly created files is read/write for the owner and owner’s group and read-only for
Figure 3-13
Figure 3-14

ReadyNAS 3200 Software Manual
3-16 Managing User Access
v1.0, June 2009
others (that is, everyone). Permission for newly created folders is read/write for everyone. If the
default does not satisfy your security requirement, you can change it here.
Opportunistic locking (often referred to as oplocks) enhances CIFS performance by allowing files
residing on the NAS to be cached locally on the Windows client, thus eliminating network latency
when the files are constantly accessed.
Figure 3-15
Figure 3-16

ReadyNAS 3200 Software Manual
Managing User Access 3-17
v1.0, June 2009
Advanced Options
The Advanced Options tab offers advanced low-level file manipulation options that can affect file
access through all file protocol interfaces. Care should be taken before you use these options as
anything that changes ownership and permissions might not be easily reversible.
Advanced Share Permission. The Advanced Share Permission section offers the options to
override the default ownership and permission of the share folder on the embedded file system and
to permeate these settings to all files and folders residing on the selected share. The Set ownership
and permission for existing files and folders option performs a one-time change. Depending on
the size of the share, this can take a while to finish.
You can also grant rename and delete privilege to non-owners of the files option. In a collaborative
environment, you might want to enable this option. In a more security-conscious environment,
disable this option.
Figure 3-17

ReadyNAS 3200 Software Manual
3-18 Managing User Access
v1.0, June 2009
Share Access from a Web Browser
To access the same share using a Web browser, enter http://<ipaddr> in the browser address bar.
You can use https if you want a secure encrypted connection. You will be prompted to log in.
Log in with a valid user name and password. If the Share access is read-only, only the file manager
displays. If the Share is also writable, the file manager displays options for creating, modifying,
and deleting files, as follows.
Figure 3-18
Figure 3-19

ReadyNAS 3200 Software Manual
Managing User Access 3-19
v1.0, June 2009
One useful application for a Web share is to set up an internal company website. You can copy
HTML files to the Web share using Windows, Mac, NFS, or HTTP. When you set HTTP access to
read-only, html files, including index.htm and index.html, can be viewed using any web browser.
Share Access via FTP/FTPS
To access the share via FTP in Share security mode, log in as “anonymous” and use your e-mail
address for the password.
To access the share, use the appropriate user login and password used to access the ReadyNAS.
For better security, use an FTPS (FTP-SSL) client to connect to the ReadyNAS FTP service. With
FTPS, both the password and data are encrypted.
Note: Files created under the Web file manager can be deleted only under this file
manager when accessed via HTTP/S through a browser. The only exception is for
the admin user. The admin user can change or delete any files created over the web
via any protocol. Files not created from this file manager can be modified within
the file manager but cannot be deleted here.
Figure 3-20

ReadyNAS 3200 Software Manual
3-20 Managing User Access
v1.0, June 2009
Remote Access
You can remotely access your ReadyNAS 3200 from the Internet via the ReadyNAS remote
feature, or via the FTP and HTTP protocols. This section provides instructions for enabling remote
access to your ReadyNAS 3200.
ReadyNAS Remote
ReadyNAS Remote is a web based service that enables drag & drop file transfers from the
Windows File Explorer or the Mac Finder over CIFS/SMB. All file permissions and share security
settings are retained as if you were on the LAN. All data are transmitted securely over an
encrypted tunnel. The setup and use of ReadyNAS Remote is intuitively easy.
Follow these steps to enable ReadyNAS Remote:
1. Install the ReadyNAS Remote client software for Mac or PC. The PC screens are shown below
but the Mac steps are nearly identical.
a. Log in to FrontView and go to > Services > ReadyNAS Remote.
b. Click the “here” link (http://www.readynas.com/?p=1435) to download the client software
from ReadyNAS.com and view the setup tutorial.
c. Install the ReadyNAS Remote client software.
Figure 3-21
Note: Desktop firewall software can block the ReadyNAS Remote client. If the
PC or Mac is running firewall software like Norton, Zone Alarm, or
Kaspersky, you will need to configure your desktop firewall to give
permission to the ReadyNAS Remote client software.
Link to
ReadyNAS
Remote
Desktop Client
and Tutorial

ReadyNAS 3200 Software Manual
Managing User Access 3-21
v1.0, June 2009
2. Click the link in the ReadyNAS Remote client software to create a ReadyNAS Remote
account.A popup notice displays upon successful registration with the ReadyNAS Remote
web service.
3. Use FrontView to enable the ReadyNAS Remote feature, and identify the ReadyNAS Remote
accounts that you will permit to access your ReadyNAS shares.
Figure 3-22
Figure 3-23

ReadyNAS 3200 Software Manual
3-22 Managing User Access
v1.0, June 2009
4. Use the ReadyNAS Remote client to log in to the ReadyNAS.
You can now drag and drop files between your desktop and the ReadyNAS as though you were
on the ReadyNAS LAN.
Remote FTP Access
1. Go to Services > Standard File Protocols and enable FTP.
•Port: The TCP/IP port that the FTP service will be using.
Figure 3-24
Figure 3-25
Note: The default is 21, this port will need to be forwarded through the router.
Refer to the port forwarding instructions provided with your router.

ReadyNAS 3200 Software Manual
Managing User Access 3-23
v1.0, June 2009
•Authentication mode: There are two authentication modes:
•Anonymous: No login information required for FTP users.
•User: Users will need an account configured on the ReadyNAS from either user or
domain security mode.
•Allow upload resumes: This option allows users to finish uploading a file to the FTP
share if the connection had been previously interrupted. Without this option enabled, if the
connection is dropped at 50% completion, the file upload must restart from the beginning.
•Passive ports: This port range is required to enable remote access to the ReadyNAS from
over the Internet. This port range should be adjusted to the maximum number of
concurrent sessions the user expects to run at one time. If you expect frequent concurrent
access from many users, double this number, as each FTP user will consume a passive
port.
•Masquerade as: This field is for adjusting the hostname that the FTP server reports to an
FTP client.
2. Configure the FTP share access options.
Change the Share Access Restrictions to allow FTP access to the share according to the user
permissions you require.
Figure 3-26

ReadyNAS 3200 Software Manual
3-24 Managing User Access
v1.0, June 2009
Remote HTTP Access
1. Go to Services > Standard File Protocols and enable FTP.
•HTTP
– Redirect default web access to this share: Advanced configuration option allowing
hosting of user created HTTP web page on the ReadyNAS.
– Login authentication on this share: Configures the above mentioned share for whether
or not authentication is required if users are browsing to the user created web content
•HTTPS
–Port 1: This field cannot be modified; it is reserved for the ReadyNAS.
–Port 2: This field can be used to allow https connections over a port other than the
standard 443.
Figure 3-27
Note: HTTPS cannot be disabled - Frontview requires it.
Note: Changing the default https port will require enabling port forwarding of the
port you choose on the router. Refer to the port forwarding instructions
provided with your router.

ReadyNAS 3200 Software Manual
Managing User Access 3-25
v1.0, June 2009
–SSL key host: This field lets you configure the hostname used for the ReadyNAS to
generate its SSL certificate, and then create a new SSL certificate. It is advised users
update this field to match the current IP address of the ReadyNAS and then generate a
new SSL certificate to avoid future certificate errors from their web browser.
2. Configure the HTTP/S share access options.
Change the Share Access Restrictions to allow HTTP access to the share according to the user
permissions you require.
3. Enable WebDAV support: WebDAV is an HTTP connection method that can allow drag and
drop file transfers similar to what users may experience with their standard Windows or Mac
OSX computer. See ReadyNAS.com for a how-to explanation of how to set up WebDAV:
http://www.readynas.com/?p=126
Note: In this scenario, it is best to have a fixed IP configuration for the
ReadyNAS so that the certificate will remain valid. Also, if the WAN IP
address configuration is DHCP, then it is advisable to use a Dynamic DNS
service to access the ReadyNAS via a persistent fully qualified domain
name a DDNS service provides rather than via an IP address.
Figure 3-28

ReadyNAS 3200 Software Manual
3-26 Managing User Access
v1.0, June 2009
Enabling Rsync and Specifying Rsync Rights
Enable rsync at the bottom of the Services > Standard File Protocols page to display the rsync icon
next to each share. Click the rsync icon to view the rsync configuration options. Select the Default
Access rights, and assign a user name and password. You will need to specify this when doing an
rsync backup. Unlike other protocols, rsync uses arbitrary user name and password that is specific
only for rsync access. Run rsync over SSH to encrypt rsync data transfers. Access to the share
through rsync is identical regardless of the security mode. The user account you specify does not
need to exist on the ReadyNAS or a domain controller.
Here is an example of a way for a Linux client to list the content of a ReadyNAS rsync share with
no user name and password defined:
# rsync <ipaddr>::backup
To recursively copy the content of a share to /tmp:
# rsync -a <ipaddr>::backup /tmp
To do the same except with a login user and password hello, enter:
# rsync -a user@<ipaddr>::backup /tmp
Password: *****
For instructions on setting up an rsync backup job, see “Configuring Backup Jobs” on page 4-1.
Figure 3-29

4-1
v1.0, June 2009
Chapter 4
Securing Your Data
This chapter explains how to back up the data from your ReadyNAS.
•“Configuring Backup Jobs”
•“MAC OS X Time Machine Backup”
•“Backing Up the ReadyNAS to a USB Drive”
•“Backing Up to the Web with the ReadyNAS Vault Service”
Configuring Backup Jobs
The Backup Manager integrated with the ReadyNAS 3200 allows the ReadyNAS 3200 to act as a
powerful backup appliance. Backup tasks can be controlled directly from the ReadyNAS 3200
without the need for a client-based backup application.
With the flexibility to support incremental backups over CIFS/SMB, NFS, and rsync protocols,
and full backups over FTP and HTTP protocols, the ReadyNAS 3200 can act as a simple central
repository for both home and office environments. And with multiple ReadyNAS 3200 systems,
you can set up one ReadyNAS 3200 to back up another directly.
Adding a New Backup Job
The backup source can be located remotely, it can be a public or a private home share, it can be an
iSCSI individually addressable (logical) SCSI device (a logical unit number or LUN), or it can be
all home shares on the ReadyNAS 3200.

ReadyNAS 3200 Software Manual
4-2 Securing Your Data
v1.0, June 2009
To create a new backup job, select Add a New Backup Job and follow the 4-step procedure.
Step 1 – Select Backup Source
A USB device appears as a share, so if you want to back up a USB device, select a share name. If
you want to back up data from a remote source, select from one of the following:
•iSCSI. If iSCSI has been enabled, you can select this if you wish to back up an iSCSI LUN.
•Remote Windows/NAS (Timestamp). Select this if you wish to back up a share from a
Windows PC. Incremental backups use timestamps to determine whether files should be
backed up.
•Remote Windows/NAS (Archive Bit). Select this if you wish to back up a share from a
Windows PC. Incremental backups use the archive bit of files, similar to Windows, to
determine whether they should be backed up.
•Remote Website. Select this if you wish to back up a website or a website directory. The
backed up files include files in the default index file and all associated files, as well as all
index file links to web page image files.
•Remote FTP site. Select this if you wish to back up an FTP site or a path from that site.
•Remote NFS server. Select this option if you wish to back up from a Linux or UNIX server
across NFS. Mac OS X users can also use this option by setting up a NFS share from the
console terminal.
Figure 4-1

ReadyNAS 3200 Software Manual
Securing Your Data 4-3
v1.0, June 2009
•Remote Rsync server. Select this if you wish to perform backups from a rsync server. Rsync
was originally available for Linux and other flavors of UNIX, but has lately become popular
under Windows and Mac for its efficient use of incremental file transfers. This is the preferred
backup method between two ReadyNAS devices. For instructions on enabling rsync, see
“Enabling Rsync and Specifying Rsync Rights” on page 3-26.
•Share. Select this if you wish to back up a ReadyNAS share.
•Volume. Select this if you wish to back up an entire volume which includes all shares on it.
• USB Device. Select this if you wish to back up a USB connected drive. Choose where the
device is connected.
— Rear Top Port
— Rear Bottom Port
•All Home Shares. Select this if you wish to back up all private home shares on the
ReadyNAS.
Observe Correct Backup Source and Destination Path Syntax. Once you have selected
a backup source, you can enter the path from that source. If you selected a ReadyNAS 3200 share,
you can either leave the path blank to backup the entire share, or enter a folder path. If you selected
a remote source, each remote protocol uses a slightly different notation for the path.
Figure 4-2
Note: Depending on the operating system you are working with, observe the correct
backslash (forwarded or backward) accordingly.

ReadyNAS 3200 Software Manual
4-4 Securing Your Data
v1.0, June 2009
The following are some path examples:
• Examples of an FTP path:
ftp://myserver/mypath/mydir
ftp://myserver/mypath/mydir/myfile
• Examples of a website path:
http://www.mywebsite.com
http://192.168.0.101/mypath/mydir
• Examples of a Windows or remote NAS path:
\\myserver\myshare
\\myserver\myshare\myfolder
\\192.168.0.101\myshare\myfolder
• Examples of an NFS path:
myserver:/mypath
192.168.0.101:/mypath/myfolder
• Examples of a Rsync path:
myserver::mymodule/mypath
192.168.0.101::mymodule/mypath
• Examples of a Rsync path over an ssh link:
myserver:/mymodule/mypath
192.168.0.101:/mymodule/mypath
• Examples of a local path:
myfolder
media/Videos
My Folder
My Documents/My Pictures
With a remote source, you might need to enter a login and password to access the share. If you are
accessing a password-protected share on a remote ReadyNAS 3200 server configured for Share
security mode, enter the name of the share name for login.
To make sure that you have proper access to the backup source, click Test Connection before
continuing.

ReadyNAS 3200 Software Manual
Securing Your Data 4-5
v1.0, June 2009
Step 2 – Select Backup Destination
The Step 2 process is almost identical to Step 1 except that you are now specifying the backup
destination. If you selected a remote backup source, you need to select a public or a private home
share on the ReadyNAS 3200 (either the source or destination must be local to the ReadyNAS
3200). If you selected a ReadyNAS 3200 share for the source, you can either enter another local
ReadyNAS 3200 share for the destination, or you can specify a remote backup destination.
The remote backup destination can be any of the items on the list, including an iSCSI LUN (if
iSCSI is enabled), a Remote Windows PC/ReadyNAS 3200 system, Remote Website, a Remote
FTP site, a Remote NFS Server, a Remote Rsync server, a ReadyNAS Share, or a USB Device
(Front, Back Top or Bottom). Note that you can select rsync for a remote ReadyNAS 3200 if it is
configured to serve data over rsync.
Step 3 – Choose Backup Schedule
You can select a backup schedule as frequently as once every 4 hours daily or just once a week.
The backup schedule is offset by 5 minutes from the hour to allow you to schedule snapshots on
the hour (snapshots are almost instantaneous) and perform backups of those snapshots (see “MAC
OS X Time Machine Backup” on page 4-9 to set up a snapshot schedule).
If you wish, you can elect not to schedule the backup job so that you can invoke it manually
instead by clearing (deselecting) the Perform backup every... check box. (You might want to do
this if your ReadyNAS has a backup button.)
Figure 4-3
Note: Backup jobs cannot go past midnight to the next day. Set a backup job start stop
time that does not traverse midnight.

ReadyNAS 3200 Software Manual
4-6 Securing Your Data
v1.0, June 2009
Step 4 – Choose Backup Options
In this last step, you can set up how you want backups to be performed. To set up a backup
schedule:
1. Schedule a full backup. Select when you want full backups to be performed. You can elect to
do this just the first time, every week, every 2 weeks, every 3 weeks, every 4 weeks, or every
time this backup job is invoked.
The first full backup is performed at the next scheduled occurrence of the backup depending
on the schedule you specify, and the next full backup is performed at the weekly interval you
choose calculated from this first backup. Incremental backup is performed between the full
backup cycles.
Backups of a Web or FTP site only have the option to do a full backup every time.
2. Send a backup log. Backup logs can be sent to the users on the Alert contact list when the
backup is complete. It is a good idea to select this option to make sure that files are backed up
as expected. You can elect to send only errors encountered during backup, full backup logs
consisting of file listings (can be large), or status and errors (status refers to completion status).
3. Remove files from backup destination. Select if you want to erase the destination path
contents before the backup is performed. Be careful not to reverse your backup source and
Figure 4-4
Note: Backup log e-mails are restricted to approximately 10K lines. To view the full
backup log (regardless of length), select Status > Logs and click the Download
All Logs link.

ReadyNAS 3200 Software Manual
Securing Your Data 4-7
v1.0, June 2009
destination as doing so can delete your source files for good. It is safer to not select this option
unless your device is running low on space. Do experiment with a test share to make sure you
understand this option.
4. Remove deleted files on backup target for rsync. By default, files deleted in the backup
source will not get deleted in the backup destination. With rsync, you have the option of
simulating mirror mode by removing files in the backup destination deleted from the backup
source since the last backup. Select this option if you wish to do this. Experiment with a test
share to make sure that you understand this option.
5. Change ownership of backup files. The Backup Manager attempts to maintain original file
ownership whenever possible; however, this might cause problems in Share Security mode
when backup files are accessed. To work around this, you have the option of automatically
changing the ownership of the backed-up files to match the ownership of the share. This
allows anyone who can access the backup share to have full access to the backed-up files.
6. Click Apply to save your settings.
Before trusting your backup job to a schedule, it is a good practice to manually perform the backup
to make sure that access to the remote backup source or destination is granted, and that the backup
job can be done within the backup frequency you selected. This can be done after you save the
backup job.
Viewing the Backup Schedule
After saving the backup job, a new job appears in the Backup Schedule section of the Backup Jobs
screen.
A summary of scheduled backup jobs displays; jobs are numbered beginning at 001.
To manage your backup jobs:
1. Click the Job number icon to modify the selected backup job.
2. Enable or disable job scheduling by selecting/clearing the Enable check box. Disabling the
job does not delete the job, but removes it from the automatic scheduling queue.
Figure 4-5

ReadyNAS 3200 Software Manual
4-8 Securing Your Data
v1.0, June 2009
3. Click Delete to permanently remove the job.
4. Click Go to manually start the backup job. The status changes when the backup starts, when
an error is encountered, or when the job has finished.
5. Select the View Log link to check a detailed status of the backup.
6. Click Clear Logs to clear the current log detail.
Viewing the Backup Log
You can view the backup log while the job is in progress or after it has finished.
The log format might differ depending on the backup source and destination type that was
selected, but you can see when the job was started and finished, and whether it was completed
successfully or with errors.
Editing a Backup Job
To edit a backup job, you can either click the 3-digit job number button in the Backup Jobs screen,
or you can click the Edit Backup Job link while viewing that job log. You can then make
appropriate changes or adjustments to the job.
Figure 4-6

ReadyNAS 3200 Software Manual
Securing Your Data 4-9
v1.0, June 2009
MAC OS X Time Machine Backup
The ReadyNAS can be used as a backup destination for your OS X Time Machine. After enabling
the Time Machine option, use the “Change Disk...” option from Time Machine Preferences to
select this ReadyNAS. You will need to enter the user name and password specified in the
ReadyNAS when prompted by the MAC for authentication.
Go to http://www.readynas.com/TimeMachine for more information on ReadyNAS support for
Time Machine.
Snapshots
The Volume screen allows you to schedule and take snapshots. You can visualize a snapshot as a
frozen image of a volume at the time you take the snapshot. Snapshots are typically used for
backups, during which time the original volume can continue to operate normally. As primary
storage becomes larger, offline backups tend to become increasingly difficult as backup time
Figure 4-7

ReadyNAS 3200 Software Manual
4-10 Securing Your Data
v1.0, June 2009
increases beyond offline hours. Snapshots allow backups to occur without the need to take your
systems offline.
Snapshots also can be used as temporary backups. For example, if a file on the NAS device
becomes infected with a virus, the uninfected file can be restored from a prior snapshot taken
before the attack.
Taking and Scheduling Snapshots
To take or schedule a snapshot:
1. Click the Snapshot tab panel on the Volume tab page. The Snapshot screen will display.
You can specify how often a snapshot should be taken. Snapshots can be scheduled in intervals
from once every 4 hours to once a week.
2. Specify the frequency and the days that you wish to schedule a snapshot:
Figure 4-8
Note: If you do not see a Snapshot tab within your volume tab, you did not reserve any
space for snapshots when you added the volume. The ReadyNAS 3200 ships with a
snapshot reserved space of 10 GB.

ReadyNAS 3200 Software Manual
Securing Your Data 4-11
v1.0, June 2009
• If you specify a start and end time of 00:00, ReadyNAS will take one snapshot at
midnight. A start time of 00:00 and an end time of 23:00 will set snapshots to be taken
between midnight and 11 pm the next day at the interval you specify. Once you save the
snapshot schedule, the time of the next snapshot is displayed. When the next snapshot is
taken, it replaces the previous one.
• If you prefer, you can manually take a snapshot by clicking Take Snapshot Now.
Figure 4-9
Figure 4-10

ReadyNAS 3200 Software Manual
4-12 Securing Your Data
v1.0, June 2009
You can also specify how long a snapshot should last. If you will be using snapshots for
backups, you can schedule the snapshot to last slightly longer than the expected duration
of the backup. Having an active snapshot can affect the write performance to the
ReadyNAS 3200, so deactivating it when it is not needed might be advantageous in write-
intensive environments.
When a snapshot is taken, snapshots of shares appear in your browse list alongside the original
shares, except the snapshot share names have -snap appended to the original share names. For
example, a snapshot taken of a share backup is available as backup-snap.
You can traverse a snapshot share just as you would a normal share except that the snapshot share
is read-only. If you wish, you can select a detailed listing to show the snapshot time in the
Description field.
Snapshots can expire when the reserved snapshot space is filled. The snapshot mechanism keeps
track of data that has been changed from the original volume starting at the point when the
snapshot is taken. All these changes are kept in the reserved snapshot space on the volume. The
Disk space utilization field on the Volume screen shows how much space has been reserved for
snapshots.
Figure 4-11
Figure 4-12

ReadyNAS 3200 Software Manual
Securing Your Data 4-13
v1.0, June 2009
After the snapshot is taken, if changes on the volume exceed this reserved space, the snapshot is
invalidated and can no longer be used.
When the snapshot does become invalidated, an e-mail alert is sent and the status reflected on the
Snapshot screen. The snapshot is no longer usable at this stage.
Resizing Snapshot Space
If you are constantly getting snapshot invalidation alerts, you might want to either increase the
frequency of the snapshot or consider increasing the reserved snapshot space. To do this, or to
eliminate your existing snapshot space (thus increasing your usable volume space), you can
specify the snapshot space you want in the Snapshot Space section. Simply select a value from the
pull-down menu and click Save. Your snapshot space will be limited to the specified percentage of
your volume capacity.
Resizing the snapshot space will occur offline and can take a while depending on your data volume
size and the number of files in your volume. Expanding the snapshot space reduces your data
volume size, and reducing the snapshot space expands it.
Backing Up the ReadyNAS to a USB Drive
The following sections describe how to back up and remove disks from the ReadyNAS systems.
Note: Changes that occupy space in the reserved snapshot space include new file
creation, modifications, and deletions; for instance, any time you delete a 1MB file,
the change caused by the deletion uses up 1MB of reserved space.
Figure 4-13
Note: Because of the way snapshots work, you will encounter a drop in write
performance when a snapshot is active. If your environment requires the highest
throughput in performance, the active snapshot should be deleted, or you should set
a limit on how long the snapshot should be live.

ReadyNAS 3200 Software Manual
4-14 Securing Your Data
v1.0, June 2009
On the ReadyNAS 3200, the Backup button is associated with the USB Port at the front of the
system. By default, the Backup button copies the data from the Backup share onto the USB disk
connected to the USB port at the front of the device. Be mindful of performance impact to users
when backup jobs are run.
You can program backups for one or more predefined backup jobs.
Backing Up to the Web with the ReadyNAS Vault Service
ReadyNAS Vault allows continuous and scheduled backups of your ReadyNAS data to a secure
online Vault. For convenience, the backup data can be managed and accessed wherever you have
Internet access.
To enable the ReadyNAS Vault service, click the link on the ReadyNAS Vault tab page in
FrontView or follow the instructions at: http://www.readynas.com/vault.
Warning: Make sure that you have a USB hard drive attached to the front USB Port
before pressing the Backup button.
Figure 4-14

5-1
v1.0, June 2009
Chapter 5
Optimizing Performance and
Maintaining the System
This chapter discuses how to optimize the performance of and maintain your ReadyNAS.
•“Performance”
•“Adding a UPS”
•“Power Management”
•“Viewing System Status”
•“System Shutdown and File System Check”
•“Volume Maintenance”
Performance
If you wish to tweak the system performance, select Performance from the main menu.
Figure 5-1

ReadyNAS 3200 Software Manual
5-2 Optimizing Performance and Maintaining the System
v1.0, June 2009
Note that some of the settings suggest that you utilize an Uninterruptible Power Supply (UPS)
before enabling that option:
• Select Enable disk write cache if you want to allow disk write requests to be acknowledged
by the disk before data is written out to the platter. This can give a big boost to write
performance, with a drawback that there is a slight chance that unwritten data in the write
cache will be lost in the event of a power failure.
•The Disable full data journaling improves disk performance at the expense of data
protection. Full data journaling makes a backup of data before writing the data out to the
intended location, providing an extra level of data protection needed to prevent data corruption
for RAID volumes at the expense of disk write performance.
•The Optimize for OS X option provides the best performance in Mac OS X environments
when connected to the ReadyNAS 3200 through the SMB/CIFS protocol. This option,
however, introduces compatibility issues with Windows NT 4.0; do not enable this option if
this device will be accessed by Windows NT 4.0 clients.
•The Enable fast CIFS writes option speeds write performance by enabling aggressive write-
back caching over CIFS. Do not enable this option in multi-user application environments
such as Quick Books where synchronized writes are necessary to keep files in sync.
•The Enable fast USB disk writes option speeds up USB write access by accessing the USB
device in asynchronous mode. If you enable this option, do not remove the USB device
without properly unmounting it. Failure to do so can compromise data integrity on the device.
Adding a UPS
Adding a UPS to the NAS is an easy way to protect against power failures. Simply connect the
ReadyNAS power cable to the UPS, and connect the UPS USB monitoring cable between the UPS
and the ReadyNAS. The UPS is detected automatically and shows up in the Status bar. click a
status light to display the status in more detail.
You are notified by e-mail whenever the status of the UPS changes; for example, when a power
failure forces the UPS to be in battery mode or when the battery is low. When the battery is low,
the NAS device automatically shuts down safely.
Figure 5-2

ReadyNAS 3200 Software Manual
Optimizing Performance and Maintaining the System 5-3
v1.0, June 2009
Power Management
The ReadyNAS 3200 offers power timer (time off/time on), UPS event, and wake-on-LAN power
management options to reduce system power consumption, both while the system is in use and
when it is not in use.
Power Timer
The ReadyNAS 3200 can be scheduled to power off and power back on (on certain models)
automatically. Select the Enable power timer check box and enter the action and time. The
Power ON option does not appear if the ReadyNAS hardware does not support this feature.
Configuring UPS Battery Low Shutdown
If this device is not connected to a UPS device, you may elect to enable a UPS connection to
another NAS device. Select the Enable monitoring of UPS physically attached to a remote
ReadyNAS check box and enter the IP Address in the Remote IP field.
If you use this option, the ReadyNAS is shut down automatically when a battery-low condition is
detected on a UPS connected to another ReadyNAS. This is useful when a UPS is shared by
multiple ReadyNAS units, even though only one ReadyNAS is monitoring the battery status.
As an option, the ReadyNAS can remotely monitor the UPS when connected to a PC running
Network UPS Tools (NUT). For more information about NUT, see
http://www.networkupstools.org.
Wake-On-LAN
You can power-on this device remotely by sending it a “WOL Magic Packet” if the WOL service
is enabled.
Note: When the ReadyNAS 3200 is powered off, any file transfers and backup jobs are
interrupted, and backup jobs scheduled during the power off state do not run.
Note: The ReadyNAS 3200 supports Wake-On-LAN on the first Ethernet interface
(LAN 1) only.

ReadyNAS 3200 Software Manual
5-4 Optimizing Performance and Maintaining the System
v1.0, June 2009
Viewing System Status
The Status menu contains links to the Health screen and Logs screen that provide system status
information.
Health
The Health screen displays the status of each disk, and the fan, temperature, and UPS status in
detail. When available, normal expected values are provided.
For each disk, you can click SMART+ (Self-Monitoring, Analysis and Reporting Technology) to
display the content of the internal disk log.
Figure 5-3

ReadyNAS 3200 Software Manual
Optimizing Performance and Maintaining the System 5-5
v1.0, June 2009
To recalibrate the fan, click Recalibrate.
Logs
Select Status > Logs to access the Clear Logs screen. The Clear Logs screen provides information
about the status of management tasks, including a timestamp.
The Download All Logs link is available in case you need to analyze low-level log information. If
you click this link, a zip of all the logs is provided.
Figure 5-4
Figure 5-5

ReadyNAS 3200 Software Manual
5-6 Optimizing Performance and Maintaining the System
v1.0, June 2009
System Shutdown and File System Check
The Shutdown Options screen offers the option to either power off or reboot the ReadyNAS 3200
device. You also have the option of performing either a full file system check or a quota check on
the next boot. Both these options can take several minutes to several hours depending on the size
of your volume and the number of files in the volume. You do not need to select these options
unless you suspect there might be data or quota integrity problems. When you reboot you must
close the browser window and use RAIDar to reconnect to FrontView.
Volume Maintenance
If you need to have a rigorous high availability level of service, or you suspect disk errors are
impacting performance or just reflecting age of use, use the Volume Maintenance options on the
Volume Settings page.
Figure 5-6
Figure 5-7

ReadyNAS 3200 Software Manual
Optimizing Performance and Maintaining the System 5-7
v1.0, June 2009
These two options are available:
• Select Disk Scrubbing with Auto Parity Fix to detect and correct potential data corruption
by actively searching disks for unreadable and mismatched blocks. This procedure should be
scheduled for off-peak usage periods.
• Select Online File System Consistency Check to detect file system problems without making
the data volume inaccessible. If file system issues are found, an offline file system check will
be required. This procedure should be scheduled for off-peak usage periods.

ReadyNAS 3200 Software Manual
5-8 Optimizing Performance and Maintaining the System
v1.0, June 2009

ReadyNAS 3200 Software Manual
Default Settings A-1
v1.0, June 2009
Appendix A
Default Settings
You can use the reset all settings to their factory defaults, according to the instructions in
ReadyNAS Hardware Manual.
Table A-1. ReadyNAS 3200 Default Configuration Settings
Feature Default
Login
User Login URL when the ReadyNAS
3200 is not connected to a DHCP server https://192.168.168.168
Admin User Name (case sensitive) admin
Admin Login Password (case sensitive) netgear1
Management
System configuration FrontView web-based configuration and status
monitoring built in to the ReadyNAS Radiator firmware
Discovery, multi-unit status monitoring,
and RAID formatting utility RAIDar for Windows, Mac, and Linux available from
http:www.readynas.com
LAN Connections
MAC Address Default address
MTU Size 1500
Ports 2 Auto Sense 10/100/1000BASE-T, RJ-45
LAN IP Address DHCP acquired

ReadyNAS 3200 Software Manual
A-2 Default Settings
v1.0, June 2009

ReadyNAS 3200 Software Manual
Share Access from MAC and Linux Systems B-1
v1.0, June 2009
Appendix B
Share Access from MAC and Linux Systems
This appendix presents examples of how shares on the ReadyNAS device can be accessed by the
various MAC operating systems.
MAC OS X
To access the same share over AFP with OS X, select Network from the Finder Go > Network
menu.
From here, there are two ways to access your AFP share, depending on how you have chosen to
advertise your AFP share.
Figure B-1

ReadyNAS 3200 Software Manual
B-2 Share Access from MAC and Linux Systems
v1.0, June 2009
AFP over Bonjour
To access the AFP share advertised over Bonjour on Mac OS X, select Network from the Finder
Go menu to see a listing of available networks.
Open the My Network folder to display the ReadyNAS hostname.
Enter the user name and password you wish to use to connect to the ReadyNAS.
Figure B-2
Figure B-3

ReadyNAS 3200 Software Manual
Share Access from MAC and Linux Systems B-3
v1.0, June 2009
From the Volumes field, select the share you want to access and click OK.
AFP over AppleTalk
If you chose to advertise your AFP service over AppleTalk, a listing of available networks is
displayed.
Open the My Network folder to display the ReadyNAS hostname. Select the one that has the
hostname only. You are prompted with a connection box.
Figure B-4
Figure B-5

ReadyNAS 3200 Software Manual
B-4 Share Access from MAC and Linux Systems
v1.0, June 2009
Select Guest and click Connect. Then, select the share you want to connect to and click OK.
In Share security mode, you need to specify only the user name and password—if you have set up
a password for your share. If you have not set up a user name, enter the share name in place of the
user name. In User or Domain security mode, enter the user name and password you wish to use to
connect to the ReadyNAS.
You should see the same file listing as you would in Windows Explorer.
Figure B-6
Figure B-7

ReadyNAS 3200 Software Manual
Share Access from MAC and Linux Systems B-5
v1.0, June 2009
MAC OS 9
To access the same share under Mac OS 9, select Connect to Server from the Finder menu, choose
the NAS device entry from the AppleTalk section, and click Connect.
When you are prompted to log in, enter the share name and password if the ReadyNAS is
configured for Share security mode, otherwise enter a valid user account and password
otherwise, and click Connect.
If no share password is set in Share mode, you can select the Guest radio button and leave the
password field blank. If your login is successful, are given a listing of one or more shares. Select
the share you wish to connect to and click OK.
Figure B-8
Figure B-9

ReadyNAS 3200 Software Manual
B-6 Share Access from MAC and Linux Systems
v1.0, June 2009
You should see the same files in the share that you do in Windows Explorer.
Figure B-10
Figure B-11

ReadyNAS 3200 Software Manual
Share Access from MAC and Linux Systems B-7
v1.0, June 2009
Accessing Shares from Linux/Unix
To access this share from a Linux or Unix client where backup is the share name, you will need to
mount the share over NFS by entering: mount <ipaddr>:/<backup /backup>
Running the ls command in the mounted path displays the share content.
Figure B-12
Note: The ReadyNAS does not support NIS as it is unable to correlate NIS information
with CIFS logins. In mixed environments where you want CIFS and NFS
integration, you can set the security to User mode and manually specify the UID
and GID of the user and group accounts to match your NIS or other Linux/Unix
server settings. The ReadyNAS can import a comma-delimited file containing the
user and group information to coordinate Linux/Unix login settings.

ReadyNAS 3200 Software Manual
B-8 Share Access from MAC and Linux Systems
v1.0, June 2009

ReadyNAS 3200 Software Manual
X-RAID2 and RAID C-1
v1.0, June 2009
Appendix C
X-RAID2 and RAID
This appendix introduces the main benefits of X-RAID2, and provides an overview of RAID. The
ReadyNAS 3200 supports both X-RAID2 and Flex-RAID mode. Flex-RAID mode enables a more
standard RAID configuration, whereas the proven second generation X-RAID2 mode is an auto-
expandable RAID technology that is available only on ReadyNAS and is the default configuration
on the ReadyNAS 3200.
The Benefits of X-RAID2
RAID stands for Redundant Array of Independent Disks, which is a way of protecting your data in
case of a disk failure. Managing RAID volumes can be a complex chore but X-RAID2 eliminates
the complexity of volume management.
X-RAID2 Is Auto-Expandable RAID
Over time, people will expand volume capacity to either add redundancy or more file storage
space. In typical RAID systems, the steps required for expanding volumes can be so complex and
error prone that it leads to data loss. X-RAID2 enables volume expansion without reformatting the
disks in the system or shuffling your data back and forth. X-RAID2 automates these complex tasks
while providing volume management features previously available only in enterprise-level storage
solutions.
Simplified Redundancy
X-RAID2 has one data volume that requires a minimum of one disk overhead to provide
redundancy and protect against disk failure. In a two-disk X-RAID2 volume, the usable capacity is
one disk, in a three-disk volume the usable capacity is two disks, in a four-disk volume, the usable
capacity is three disks, etc.
Even with RAID, there is no data redundancy with one disk; if that disk fails, your data is lost. If
you have a one-disk ReadyNAS and want protection from disk failure, you have to add a second
disk that is at least as large as the first. It can be ‘hot-added’ while the ReadyNAS is running.

ReadyNAS 3200 Software Manual
C-2 X-RAID2 and RAID
v1.0, June 2009
Whenever you add or replace a disk, the ReadyNAS will initialize it, scanning to make sure the
disk is good. Once added, ReadyNAS will synchronize the new disk with the original disk.
Depending on the disk size, the synchronization may take anywhere from 30 minutes to several
hours. The synchronization occurs in the background so you can keep on working with the
ReadyNAS during this time.
After the synchronization completes, the data volume is redundant: if one disk fails, the other disk
contains all the data, so your are protected from a disk failure. Furthermore, X-RAID2 supports
multiple parity which provides protection against two simultaneous disk failures.
Easy Volume Expansion
Horizontal expansion is the process of adding more disks to a ReadyNAS. X-RAID2 also supports
vertical expansion which increases the volume capacity when you install larger disks in the
ReadyNAS. You can take advantage of larger or more affordable disks as they become available to
grow the size of a ReadyNAS volume by replacing a disk with a larger one, adding more disks, or
both. After the initialization process, the ReadyNAS synchronizes the new disk(s) and assures data
redundancy. This process can take 30 minutes to several hours, and occurs in the background, so
you can continue using the ReadyNAS. Also, the synchronization process can traverse system
shutdowns. If you need to shut the system down while it is performing a synchronization, you can
do so freely; when you restart the ReadyNAS, it resumes the synchronization.
Once you have done this and you have a minimum of two disks with more capacity in the system,
just reboot the ReadyNAS to start the volume expansion which occurs in the background. When
the process completes, the data stored on the volume remains intact, but the volume capacity will
have expanded to include the capacity of the disk less any additional overhead needed to assure the
redundancy of the data on the volume.
You can expand the ReadyNAS volume repeatedly with more and larger capacity disks, adding to
the value of your investment in a ReadyNAS.
Overview of RAID
RAID is well established technology, and high quality reference material about RAID is widely
available on the Internet at sites like Wikipedia (http://en.wikipedia.org/wiki/RAID), which is the
source of the information below.
RAID is used as an umbrella term for computer data storage schemes that can divide and replicate
data among multiple hard disk drives. The different schemes/architectures are named by the word
RAID followed by a number, as in RAID 0, RAID 1, etc. RAID's various designs all involve two
key design goals: increased data reliability or increased input/output performance. When multiple

ReadyNAS 3200 Software Manual
X-RAID2 and RAID C-3
v1.0, June 2009
physical disks are set up to use RAID technology, they are said to be in a RAID array. This array
distributes data across multiple disks, but the array is seen by the computer user and operating
system as one single disk. RAID can be set up to serve several different purposes.
RAID Basics
RAID Redundancy is achieved by either writing the same data to multiple drives (known as
mirroring), or writing extra data (known as parity data) across the array, calculated such that the
failure of one (or possibly more, depending on the type of RAID) disks in the array will not result
in loss of data. A failed disk may be replaced by a new one, and the lost data reconstructed from
the remaining data and the parity data. Organizing disks into a redundant array decreases the
usable storage capacity. For instance, a 2-disk RAID 1 array loses half of the total capacity that
would have otherwise been available using both disks independently, and a RAID 5 array with
several disks loses the capacity of one disk. Other types of RAID arrays are arranged so that they
are faster to write to and read from than a single disk.
RAID Levels
There are various combinations of these approaches giving different trade-offs of protection
against data loss, capacity, and speed. RAID levels 0, 1, and 5 are the most commonly found, and
cover most requirements.
•RAID 0 (striped disks) distributes data across several disks in a way that gives improved
speed and no lost capacity, but all data on all disks will be lost if any one disk fails. Although
such an array has no actual redundancy, it is customary to call it RAID 0.
•RAID 1 (mirrored settings/disks) duplicates data across every disk in the array, providing full
redundancy. Two (or more) disks each store exactly the same data, at the same time, and at all
times. Data is not lost as long as one disk survives. Total capacity of the array equals the
capacity of the smallest disk in the array. At any given instant, the contents of each disk in the
array are identical to that of every other disk in the array.
•RAID 5 (striped disks with parity) combines three or more disks in a way that protects data
against loss of any one disk; the storage capacity of the array is reduced by one disk.
•RAID 6 (striped disks with dual parity) (less common) can recover from the loss of two disks.
•RAID 10 (or 1+0) uses both striping and mirroring. “01” or “0+1” is sometimes distinguished
from “10” or “1+0”: a striped set of mirrored subsets and a mirrored set of striped subsets are
both valid, but distinct, configurations.

ReadyNAS 3200 Software Manual
C-4 X-RAID2 and RAID
v1.0, June 2009
RAID can involve significant computation when reading and writing information. With traditional
“real” RAID hardware, a separate controller does this computation. In other cases the operating
system or simpler and less expensive controllers require the host computer's processor to do the
computing, which reduces the computer's performance on processor-intensive tasks. Simpler
RAID controllers may provide only levels 0 and 1, which require less processing.
RAID systems with redundancy continue working without interruption when one (or possibly
more, depending on the type of RAID) disks of the array fail, although they are then vulnerable to
further failures. When the bad disk is replaced by a new one the array is rebuilt while the system
continues to operate normally. Some systems have to be powered down when removing or adding
a drive; others support hot swapping, allowing drives to be replaced without powering down.
RAID with hot-swapping is often used in high availability systems, where it is important that the
system remains running as much of the time as possible.
RAID is not a good alternative to backing up data. Data may become damaged or destroyed
without harm to the drive(s) on which they are stored. For example, part of the data may be
overwritten by a system malfunction; a file may be damaged or deleted by user error or malice and
not noticed for days or weeks; and, of course, the entire array is at risk of physical damage.

Index-1
v1.0, June 2009
Index
Numerics
1100 backup
USB 4-14
A
accessing shares
FTP/FTPS 3-19
Linux/Unix B-7
MAC OS X B-1
over MAC OS 9 B-5
Rsync 3-26
Web browser 3-18
account preferences
settings 3-10
active directory server. See ADS.
Adding a Volume
Flex-RAID 2-15
admin user
password, setting of 2-8
ADS 3-4
Advanced Options 3-17
AFP 2-11
over AppleTalk B-3
over Bonjour B-2
share B-1
alerts
general settings 2-24
setting contacts 2-23
Apple File Protocol. See AFP.
AppleTalk
AFP B-3
B
Backup Jobs
adding new 4-1
configuring 4-1
editing 4-8
options 4-6
scheduling 4-5, 4-7
Backup Log 4-8
Backup Manager 4-1
Bonjour
2-12
AFP B-2
C
CA UniCenter 2-24
changing modes 2-18
CIFS 2-10
CIFS permission 3-14
Clock
NTP 2-23
Comma Separated Value. See CSV
Common Internet File Service. See CIFS.
CSV 3-9
format of 3-7
D
Default Gateway 2-6
Deleting a Volume
Flex-RAID 2-14
DHCP 2-7
enabling/disabiling 2-8
settings 2-2
Discovery Services 2-10
UPnP 2-12
discovery services
Bonjour 2-12

ReadyNAS 3200 Software Manual
Index-2
v1.0, June 2009
DNS Settings 2-6
domain
security mode 3-4
security options 3-2
E
Enable WebDAV support 3-25
EXT3 2-21
F
Factory Default Settings 2-29
FAT32 2-21
File Transfer Protocol. See FTP.
Flex-RAID 2-13, 2-14
adding a volume 2-15
deleting a volume 2-14
frame size 2-5
FrontView
accessing 1-4
FTP 2-11
backup jobs 4-2
FTP/FTPS
accessing shares 3-19
G
group
accounts, setting up 3-5
groups
accounts, creating 3-2
managing 3-6
H
health
status of ReadyNAS 5-4
home share
accounts/preference, creating 3-3
user 3-2
Hostname 2-6
default 2-6
setting 2-6
hot spare 2-17
HP OpenView 2-24
Hypertext Transfer Protocol. See HTTP.
HTTP 2-11
HTTPS
with SSL encryption 2-11
I
import users
user accounts 3-9
IP address
setting 2-2
static, setting 2-2
J
jumbo frames
performance settings 2-5
L
Language
settings 2-27
Unicode 2-28
Linux/Unix
accessing shares B-7
Logs 5-5
M
MAC address
host name use 2-6
MAC OS 9
accessing shares B-5
MAC OS X
accessing shares B-1
MTU 2-3
N
netgear1 1-2, 1-3
Network File Service. See NFS.
NFS 2-10

ReadyNAS 3200 Software Manual
Index-3
v1.0, June 2009
NFS server
backup jobs 4-2
NTP
clock 2-23
O
Organization Unit. See OU.
OU 3-4
P
password
changing 3-10
recovery of 2-9
setting admin user 2-8
performance
fine-tuning 5-1
settings, jumbo frames 2-5
Power Management 5-3
Power Timer 5-3
R
RAID Settings 2-16
ReadyNAS
health 5-4
updating 2-28
viewing Logs 5-5
Rsync 2-11
accessing shares 3-26
server, backup jobs 4-3
S
security mode
domain 3-4
user 3-2
security options
domain 3-2
user 3-2
shares
access restriction, domain mode 3-14
adding 3-11
advanced CIFS permission 3-14
display option, domain mode 3-14
fine-tuning 3-12
managing 3-11
setting access in Domain Mode 3-13
Shutdown 5-6
SMART+Self-Monitoring, Analysis and Reporting
Technology. See SMART+.
SMB 2-10
SMTP 2-26
Snapshots 4-9
expiration 4-12
resizing space 4-13
scheduling 4-10
taking manually 4-11
temporary backups 4-10
SNMP 2-24
CA UniCenter 2-24
HP OpenView 2-24
setting up 2-25
Speed/Duplex Mode 2-3
Standard File Protocols 2-10
Support 1-ii
T
trusted domains 3-5
U
UBB
1100 backup 4-14
Unicode 2-28
HTTP 2-28
WebDAV 2-28
updating
remote method 2-28
updating ReadyNAS 2-28
UPnP 2-12
UPS
configuration of 5-3
performance, adding 5-2
USB 2-21
backing up to 4-13

ReadyNAS 3200 Software Manual
Index-4
v1.0, June 2009
flash device 2-21
formats, EXT3 2-21
formats, FAT32 2-21
shares 2-19, 2-20
storage 2-20
USB storage
partitions 2-20
user
accounts, creating 3-2
security mode 3-2
security options 3-2
user accounts
import users 3-9
managing 3-8
setting up 3-5
V
VLAN
settings 2-5
support enabling 2-5
Volume Management 2-13
X-RAID 2-14
Flex-RAID 2-13
X-RAID 2-17
VPN
setting WINS server 2-7
W
Web browser
accessing shares 3-18
workgroup
name 3-2
setup 3-3
X
X-RAID 2-14
adding a second disk 2-17
adding more disks 2-18
using hot-swap trays 2-18
volume management 2-17

ReadyNAS 3200 Software Manual
Index-5
v1.0, June 2009

ReadyNAS 3200 Software Manual
Index-6
v1.0, June 2009

ReadyNAS 3200 Software Manual
Index-7
v1.0, June 2009

ReadyNAS 3200 Software Manual
Index-8
v1.0, June 2009