[Crossmatch] U.are.U SDK Developer Guide Uare U
UareU-SDK-Developer-Guide
User Manual:
Open the PDF directly: View PDF
.
Page Count: 88
- Contents
- Introduction
- Background
- Developing Applications
- Working with Fingerprint Readers
- Upgrading from previous SDKs
- Using the SDK
- The C/C++ APIs
- The JAVA API
- The JavaScript API
- The .NET API
- ActiveX
- JavaPOS
- OPOS
- Application Notes
- Glossary
- General Terms
- Fingerprint Data
- Fingerprint Devices
- Fingerprint Recognition Terms
- Recognition Accuracy
- Genuine verification attempt
- Impostor verification attempt
- False match rate (FMR)
- False non-match rate (FNMR)
- False Accept Rate (FAR)
- False Reject Rate (FRR)
- Verification Detection Error Trade-off (DET) curve
- Probe
- Gallery
- Open set identification attempt
- Closed set identification attempt
- False positive identification rate (FPIR)
- False negative identification rate (FNIR)
- Identification detection error trade-off (DET) curve
- Index

U.are.U® SDK v3
Developer Guide
Copyright © 2006-2017 Crossmatch. All rights reserved. Specifications are subject to change without prior notice. The Crossmatch
logo, Crossmatch™, Cross Match®, DigitalPersona®, TouchChip®, Eikon®, U.are.U® and FingerJet™ are trademarks or registered
trademarks of Cross Match Technologies, Inc. in the United States and other countries. All other brand and product names are
trademarks or registered trademarks of their respective owners.
Revised: June 14, 2017 (version 3.0.1)

U.are.U SDK - Developer Guide 3
Contents
INTRODUCTION 7
What’s New? ................................................................................................................................................. 7
How the U.are.U Manuals are Organized...................................................................................................... 7
Getting Updated Documentation .................................................................................................................. 8
Target Audience ............................................................................................................................................ 8
How this book is arranged............................................................................................................................. 8
Data Formats and Standards ........................................................................................................................ 8
BACKGROUND 9
Biometrics...................................................................................................................................................... 9
Features of Biometric Technology................................................................................................................. 9
The Basics of Fingerprint Identification ......................................................................................................... 9
Issues in Fingerprint Recognition Technology ............................................................................................ 10
DEVELOPING APPLICATIONS 11
How Fingerprint Recognition Works............................................................................................................ 11
Understanding the Data Flow...................................................................................................................... 11
Workflow - Enrollment Application .............................................................................................................. 12
Step One - Initialization ...........................................................................................................................12
Step Two - Capture, Extract and Enroll ..................................................................................................12
Step Three - Store Data ..........................................................................................................................13
Notes on Enrollment ...............................................................................................................................13
Workflow - Identifying/Verifying................................................................................................................... 13
Step One - Initialization ...........................................................................................................................13
Step Two - Capture and Extract .............................................................................................................13
Step Three - Identify/Verify .....................................................................................................................13
Design Issues for your Application .............................................................................................................. 13
Distributed Processing and Data Flow ...................................................................................................13
Data Compression ..................................................................................................................................14
WSQ Compression .............................................................................................................................14
PNG Compression .............................................................................................................................14
NIST Fingerprint Image Quality (NFIQ) ....................................................................................................14
Determining an Acceptable Level of Error ..............................................................................................15
Setting the Error Threshold when Identifying a Fingerprint in a Collection ........................................15
Defining the Data Retention Policy.............................................................................................................. 16
Specifying the Fingers to Be Scanned ...................................................................................................16
Optimizing Fingerprint Applications ........................................................................................................16
WORKING WITH FINGERPRINT READERS 17
UPGRADING FROM PREVIOUS SDKS 18
Overview of Support for Previous SDKs ..................................................................................................... 18
Working with Existing Data Created with Previous SDKs ......................................................................18
Exchanging Data with Applications Using Previous SDKs .....................................................................18
Upgrading Applications from Previous SDKs .........................................................................................18
Converting Applications from the One Touch SDK..................................................................................... 18
Working with Data Created with Gold and One Touch SDKs ..................................................................... 19
Changes in U.are.U Terminology from Previous Usage (Gold and One Touch).......................................... 20
Upgrading from U.are.U UPOS for OPOS/JavaPOS................................................................................... 20

U.are.U SDK - Developer Guide 4
USING THE SDK 22
What’s In the SDK? ..................................................................................................................................... 22
FingerJet Engine.......................................................................................................................................... 22
THE C/C++ APIS 23
DP Capture API ........................................................................................................................................... 23
Library Management ...............................................................................................................................23
Fingerprint Capture Device Management ...............................................................................................24
Capturing Fingerprints ............................................................................................................................24
Streaming Fingerprints ............................................................................................................................24
FingerJet Engine API ................................................................................................................................... 25
Library Management ...............................................................................................................................25
Select Fingerprint Matching Engine ........................................................................................................25
Extract FMD ............................................................................................................................................25
Identify Fingerprint ..................................................................................................................................25
Enrollment ...............................................................................................................................................26
Format Conversion ............................................................................................................................26
Advanced Diagnostics ............................................................................................................................27
Wavelet Scalar Quantization (WSQ) Compression .................................................................................27
Raw WSQ Compression .........................................................................................................................28
NIST Fingerprint Image Quality (NFIQ) ....................................................................................................28
THE JAVA API 29
Importing the U.are.U Java package........................................................................................................... 29
Getting Detailed Documentation ................................................................................................................. 29
Using the Package ...................................................................................................................................... 29
Main Access Point ..................................................................................................................................29
UareUException ......................................................................................................................................29
Getting a List of Available Readers .........................................................................................................29
Working with Readers ................................................................................................................................. 30
Capturing Fingerprints ............................................................................................................................30
Streaming Fingerprints ............................................................................................................................31
Accessing the FingerJet Engine .................................................................................................................. 31
Creating FMDs from images ...................................................................................................................31
Identification and Comparison ................................................................................................................31
Enrollment ...............................................................................................................................................32
THE JAVASCRIPT API 33
Overview...................................................................................................................................................... 33
Using the fingerprint library ......................................................................................................................... 33
Fingerprint.WebApi methods....................................................................................................................... 33
enumerateDevices() ................................................................................................................................34
getDeviceInfo() ........................................................................................................................................34
DeviceInfo ...............................................................................................................................................35
StartAcquisition() .....................................................................................................................................36
stopAcquisition .......................................................................................................................................37
Fingeprint.WebApi events ........................................................................................................................... 37
DeviceConnected ...................................................................................................................................38
DeviceDisconnected ...............................................................................................................................38
SamplesAcquired ....................................................................................................................................38
QualityReported ......................................................................................................................................38
ErrorOccured ..........................................................................................................................................38

U.are.U SDK - Developer Guide 5
CommunicationFailed .............................................................................................................................38
Enumerations............................................................................................................................................... 39
DeviceUidType ........................................................................................................................................39
DeviceModality .......................................................................................................................................39
DeviceTechnology ..................................................................................................................................39
SampleFormat ........................................................................................................................................39
QualityCode ............................................................................................................................................39
Sample Format details................................................................................................................................. 40
Raw .........................................................................................................................................................40
Intermediate ............................................................................................................................................41
Compressed (WSQ) ................................................................................................................................42
PNG ........................................................................................................................................................43
THE .NET API 44
Importing the U.are.U .NET package .......................................................................................................... 44
Getting Detailed Documentation ................................................................................................................. 44
Using the Package ...................................................................................................................................... 44
Main Access Points ................................................................................................................................44
SDKException .........................................................................................................................................44
Serialization .............................................................................................................................................45
IEnumerables in the .NET Wrapper .........................................................................................................45
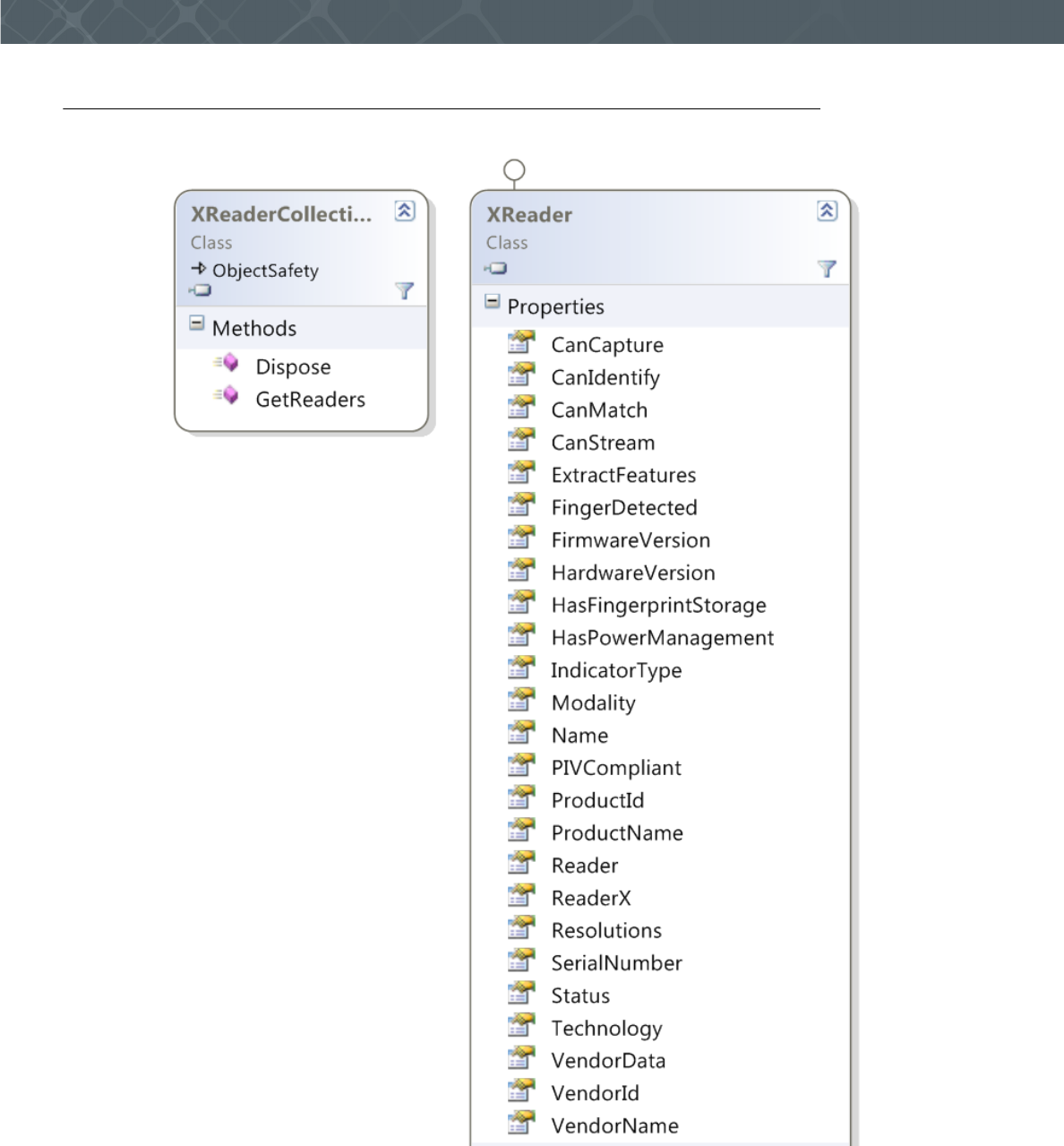
Working with Readers ................................................................................................................................. 45
Capturing Fingerprints ............................................................................................................................47
Streaming Fingerprints ............................................................................................................................47
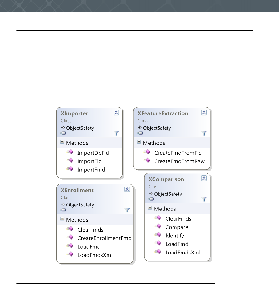
Managing Fingerprint Data .......................................................................................................................... 48
Analyzing and Managing Fingerprints (FingerJet Engine) ........................................................................... 49
Creating FMDs from images ...................................................................................................................50
Comparing Fingerprints ..........................................................................................................................50
Enrollment ...............................................................................................................................................51
Common Data Structures for Results .....................................................................................................52
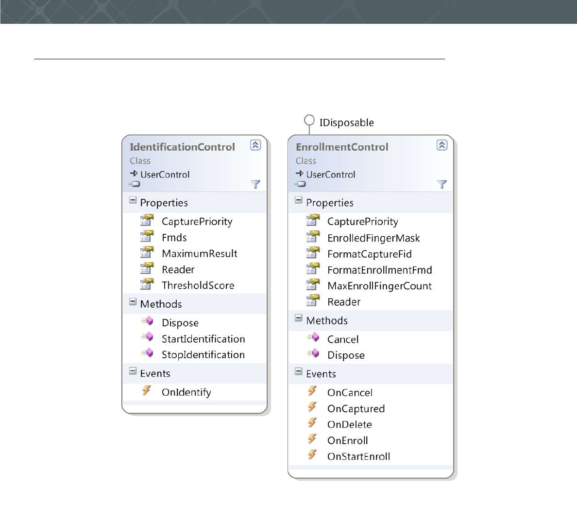
Pre-Built Controls for Enrollment and Identification ...............................................................................53
ACTIVEX 54
Importing the U.are.U ActiveX package ...................................................................................................... 54
Getting Detailed Documentation ................................................................................................................. 54
Using the Package ...................................................................................................................................... 54
Main Access Points ................................................................................................................................54
SDKException .........................................................................................................................................54
Serialization .............................................................................................................................................54
Working with Readers ................................................................................................................................. 55
A Note About Internet Explorer and Process Merging ...........................................................................55
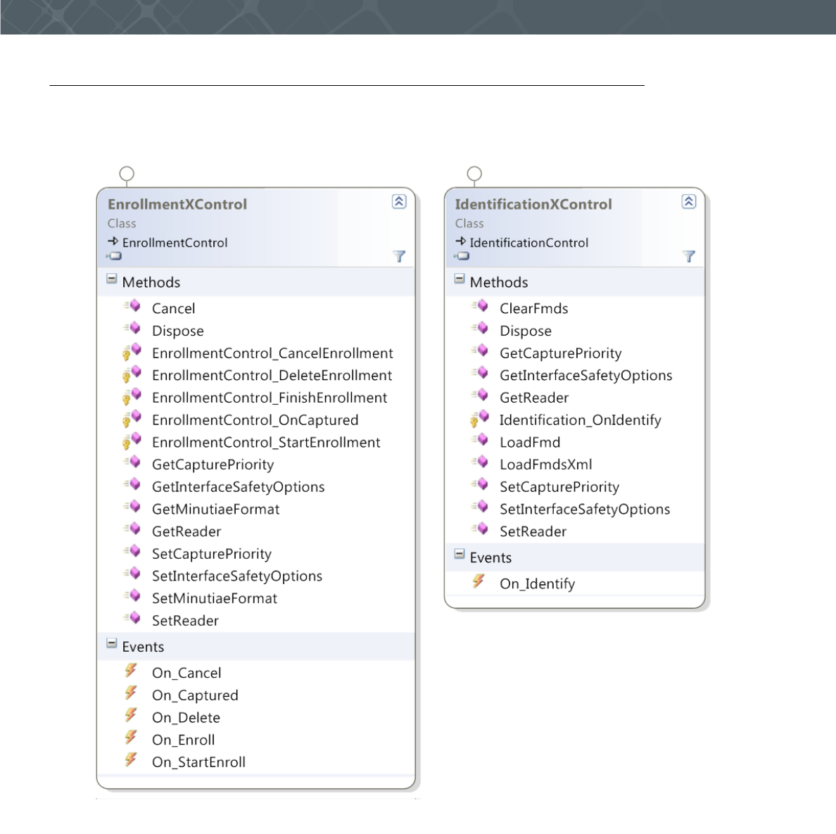
Class Diagrams .......................................................................................................................................56
Capturing Fingerprints ............................................................................................................................58
Streaming Fingerprints ............................................................................................................................58
Managing Fingerprint Data .......................................................................................................................... 59
Accessing the FingerJet Engine .................................................................................................................. 60
Creating FMDs from images ...................................................................................................................60
Identification and Comparison ................................................................................................................61
Enrollment ...............................................................................................................................................61
Common Data Structures for Results .....................................................................................................62
Pre-Built Controls for Enrollment and Identification ...............................................................................63

U.are.U SDK - Developer Guide 6
JAVAPOS 64
Terminology Note ........................................................................................................................................ 64
Working with Fingerprint Data in JavaPOS ................................................................................................. 64
Fingerprint Data for Raw Images (Captures) ..........................................................................................64
Fingerprint Data for Captures and Enrollment Templates (BIRs) ............................................................64
Working with DigitalPersona Record Formats ........................................................................................65
Converting to a Different Data Format ....................................................................................................65
Getting Device-Specific Information with DirectIOEvent............................................................................. 66
Syntax ................................................................................................................................................66
Properties ...........................................................................................................................................66
EventNumber Return Values ..............................................................................................................66
Implementation Notes ................................................................................................................................. 67
Exceptions ................................................................................................................................................... 69
Device-Related Error Codes........................................................................................................................ 69
OPOS 71
Terminology Note ........................................................................................................................................ 71
Working with Fingerprint Data in OPOS ...................................................................................................... 71
Fingerprint Data for Raw Images (Captures) ..........................................................................................71
Fingerprint Data for Captures and Enrollment Templates (BIRs) ............................................................71
Working with DigitalPersona Record Formats ........................................................................................72
Converting to a Different Data Format ....................................................................................................72
Getting Device-Specific Information with DirectIOEvent............................................................................. 73
Syntax ................................................................................................................................................73
Description .........................................................................................................................................73
Attribute ..............................................................................................................................................73
Syntax ................................................................................................................................................73
Description .........................................................................................................................................73
Attributes ............................................................................................................................................73
EventNumber Return Values ..............................................................................................................74
Data Return Values ............................................................................................................................74
Obj Return Values ..............................................................................................................................74
Syntax ................................................................................................................................................75
Description .........................................................................................................................................75
Attribute ..............................................................................................................................................75
Status Return Values ..........................................................................................................................75
Implementation Notes ................................................................................................................................. 75
Exceptions ................................................................................................................................................... 78
Device-Related Error Codes........................................................................................................................ 79
APPLICATION NOTES 80
General Fingerprint Issues........................................................................................................................... 80
Minex Certification....................................................................................................................................... 80
C/C++ Issues............................................................................................................................................... 80
GLOSSARY 81
General Terms ............................................................................................................................................. 81
Fingerprint Data ........................................................................................................................................... 81
Fingerprint Devices...................................................................................................................................... 82
Fingerprint Recognition Terms .................................................................................................................... 82
Recognition Accuracy ................................................................................................................................. 83
INDEX 85

U.are.U SDK - Developer Guide 7
Introduction
THIS CHAPTER PROVIDES AN OVERVIEW OF THE FUNCTIONALITY AND FEATURES OF THE U.ARE.U SDK.
The U.are.U SDK allows you to add fingerprint capture and recognition to applications developed for a wide-variety of
platforms. Significant features of the U.are.U SDK include:
• Performing 1-to-many fingerprint identification automatically
• Support for multiple data formats, including DigitalPersona data formats as well as ANSI and ISO fingerprint
images and minutiae data
• FingerJet Engine that meets the PIV performance thresholds for fingerprint minutiae data generation required by
NIST.
The SDK provides support for developing applications on the following platforms using the languages/frameworks
shown below (X indicates a supported combination).
The U.are.U SDK supports:
• Development on Windows for target devices based on Windows
• Development on Linux for target devices based on Linux or Android
What’s New?
New features in version 3.0
• Integration of web-based fingerprint capture features using Javascript and the U.are.U SDK for Windows.
• The separate TouchChip Device Add-on available in versions 2.3.x is not needed when using version 3.0 of the
U.are.U SDK. The functionality formerly provided through the add-on is now included in the SDK and provides
support for the Eikon family of fingerprint readers including the Eikon Touch 510/710 and the Eikon II.
How the U.are.U Manuals are Organized
The U.are.U documentation set consists of a family of books:
• The U.are.U SDK Developer’s Guide (this manual) describes the architecture and organization of the SDK plus an
overview of language/framework support.
• Platform Guides for Windows, Linux, and Android provide details about installation, requirements and code
samples for devices based on the respective operating systems.
In addition, Javadoc and Doxygen documentation provides details of the methods, parameters and data structures for
the .NET, ActiveX and Java APIs.
API Windows Linux Android
C/C++XXX
Java XXX
.NET X
ActiveX X
JavaPOS X X
OPOS X
Javascript X

U.are.U SDK - Developer Guide 8
Introduction
Getting Updated Documentation
If you are viewing this developer guide from the download package for the U.are.U SDK, you may want to check our
website for the latest version of this document.
http://www.crossmatch.com/Support/Reference-Material/SDK-Reference-Material/
Target Audience
This manual is aimed at developers who already have a working knowledge of their development environment and
their chosen reader platform. We make the following assumptions.
• C/C++ API - We assume you have a working knowledge of the C++ language.
• .NET - We assume that you know how to develop for .NET and understand .NET concepts like static classes,
IDisposable and IEnumerable.
• ActiveX - We assume that you know how to develop with ActiveX.
• Java - We assume a working knowledge of the Java language.
• JavaScript - We assume a working knowledge of Javascript.
• OPOS and JavaPOS - We assume knowledge of the UPOS (OPOS and JavaPOS) specification version 1.13 and
familiarity with Point of Sale applications and developing with OPOS/JavaPOS.
How this book is arranged
Introduction (this chapter), provides an overview of the features and standards compliance of the U.are.U SDK.
Background, contains a brief introduction to fingerprint recognition and fingerprint biometrics.
Developing Applications, describes the context and issues for developing applications using the U.are.U SDK. This
chapter shows how data flows among the U.are.U SDK components, and typical workflows.
Working with Fingerprint Readers contains information about working with fingerprint reader hardware.
Upgrading from previous SDKs, discusses how to upgrade your application to use the current API functions and data
formats, as well as a mapping between the One Touch terminology and the terminology used in the U.are.U SDK.
Using the SDK, provides an overview of the SDK and describes how to generate API documentation using Doxygen.
The C/C++ APIs, provides an overview of the functions in the C libraries.
The JAVA API, describes the interfaces for the Java libraries.
The JavaScript API, describes the interfaces for the JavaScript Fingerprint library.
The .NET API, describes the classes and methods in the .NET libraries as well as the .NET controls.
ActiveX, describes the interfaces for the ActiveX libraries and controls.
JavaPOS, describes the JavaPOS API including data management, implementation notes, error codes and exceptions.
OPOS, describes the OPOS API including data management, implementation notes, error codes and exceptions.
Application Notes, provides additional suggestions for getting your application to work.
Glossary, lists the terminology specific to fingerprint recognition applications and to the U.are.U SDK.
Data Formats and Standards
The U.are.U SDK supports three data types:
• DigitalPersona
• ANSI
•ISO

U.are.U SDK - Developer Guide 9
Background
THIS CHAPTER PROVIDES BACKGROUND INFORMATION ON THE BASICS OF FINGERPRINT RECOGNITION
In this chapter, we discuss the basics of fingerprint recognition. This chapter is not intended to be exhaustive, rather
we’re going to give you enough background knowledge to develop your own application more effectively.
For a more detailed overview, we recommend the Handbook of Fingerprint Recognition by D. Maltoni, M. Maio, A.
Jain, and S. Prabhakar, published by Springer, 2nd edition, 2009.
Biometrics
Identifying individuals based on their distinctive anatomical (fingerprint, face, iris, hand geometry) and behavioral
(signature, voice) characteristics is called biometrics. Because biometric identifiers cannot be shared or misplaced,
they intrinsically represent an individual’s identity. Biometrics is quickly becoming an essential component of
effective identification solutions. Recognition of a person by their body, then linking that body to an externally
established “identity”, forms a powerful authentication tool.
Biometric identification helps to reduce fraud, and enhance user convenience. Among the different biometric
identification methods, fingerprint recognition technology has a good balance of qualities including accuracy,
throughput, size and cost of readers, maturity of technology and convenience of use, making it the dominant biometric
technology in commercial applications.
Features of Biometric Technology
Biometric solutions offer many advantages that other technologies cannot provide.
• Uniqueness - Fingerprints from each one of our ten fingers are distinctive, different from one another and from
those of other persons. Even identical twins have different fingerprints.
• Convenience - Users no longer have to remember multiple, long and complex, frequently changing passwords or
carry multiple keys.
• Non-repudiation - Ensures the user is present at the point and time of recognition and later cannot deny having
accessed the system.
• Non-transferable - Cannot be shared, lost, stolen, copied, distributed or forgotten unlike passwords, PINs, and
smart cards.
• Proven - Long history of successful use in identification tasks - the U.S. and other countries have extensive real-
world experience with fingerprint recognition. Fingerprints have been used in forensics for well over a century and
there is a substantial body of scientific studies and real world data supporting the distinctiveness and permanence
of fingerprints.
The Basics of Fingerprint Identification
• The skin on the inside surfaces of our hands, fingers, feet, and toes is “ridged” or covered with concentric raised
patterns. These ridges are called friction ridges and they provide friction making it easier for us to grasp and hold
onto objects and surfaces without slippage. The many differences in the way friction ridges are patterned, broken,
and forked make ridged skin areas, including fingerprints, distinctive.
• The distinctiveness of fingerprints is well established. The underlying biological persistence of fingerprint
characteristics is also a well established fact reported in various fingerprint studies conducted in different
scientific fields over the past century.

U.are.U SDK - Developer Guide 10
Background
Issues in Fingerprint Recognition Technology
In a perfect world, it would be a simple matter to determine whether two fingerprints were from the same finger-- the
images would be identical or they would not. However, even though our fingerprints do not change over time, the
fingerprint images can vary a lot, especially for some people. For example, certain skin conditions and wear due to
manual labor can affect fingerprint images. This makes fingerprint recognition a very challenging problem that does
not have a perfect solution. As a result, captured fingerprint images are often not a perfect match to the stored image
from the same finger.
Fingerprint images from two different fingers of two different people can look similar, especially when, because of
worn fingerprints or temporary creases, there is very little information left about the actual fingerprint. The larger the
population you are working with, the more likelihood of similar fingerprint images.
Fingerprint recognition software needs to address these issues. We’ll discuss that more in later sections of this guide.

U.are.U SDK - Developer Guide 11
Developing Applications
THIS CHAPTER DESCRIBES THE PROCESS OF DEVELOPING FINGERPRINT RECOGNITION APPLICATIONS.
This overview covers the following topics.
• How fingerprint recognition works
• Data structures and data flows among components
• Typical workflows
• Design issues and tradeoffs.
The JavaPOS and OPOS APIs conform to the UPOS specification and therefore do not have exactly the same data
structures and workflow as the other APIs in the U.are.U SDK. See the following chapters, “JavaPOS” and “OPOS” for
details.
How Fingerprint Recognition Works
Fingerprint recognition works in two stages:
• First, users are enrolled with the system--their fingerprints are captured and stored in a database.
• Next, when a person needs to be given access (e.g., to open a door or to log in to a computer), they simply scan
their finger on the fingerprint reader.
In terms of application development, this typically requires the developer to build the following components:
• An application that enrolls users:
• Captures multiple fingerprints for at least two fingers from a fingerprint reader.
• Checks image quality to ensure that a good quality scan is obtained.
• Extracts the fingerprint minutiae.
• Saves the fingerprint images and/or minutiae in a database.
• A service(s)/application(s) that identifies/verifies people:
• Captures a fingerprint from a fingerprint reader.
• Extracts the fingerprint minutiae.
• Compares fingerprint with enrolled fingerprints to identify a user from a list or verify a specific user.
This SDK provides fingerprint capture, extraction, enrollment and identification/verification functions to help you
develop these components.
Understanding the Data Flow
When building a fingerprint recognition application, the data flow consists of:
1 Capture a Fingerprint Image (scan) from the fingerprint reader. The resulting Fingerprint Image Data (FID) con-
tains one or more fingerprint images, called a Fingerprint Image Views (FIVs). A typical FID for fingerprint recog-
nition applications contains only one FIV but we also support multiple views (e.g., if there are multiple fingers from
one individual or multiple images from a single finger stored in a single FID).
Each FIV (fingerprint) is approximately 140K in size.
2 Extract the fingerprint features. During extraction, Fingerprint Minutiae Data (FMD) is created, with each
fingerprint stored in a Fingerprint Minutiae View (FMV) in the FMD. An FMV in an FMD takes no more than 1.5K
(maybe less depending on the fingerprint). FMDs are used for identifying users in a collection and verifying
specific users.
The ANSI and ISO standards permit multiple views but the U.are.U SDK creates only single-view FIDs and FMDs.

U.are.U SDK - Developer Guide 12
Developing Applications
This data flow is shown in Figure 1 below.
A terminology note: in the past, enrollment fingerprints were stored as templates and fingerprints to be identified/
verified were created as feature sets. This data model is still supported when using the DigitalPersona data format - that
is, there are two kinds of FMD, depending on whether the data is for an enrolled fingerprint or for a fingerprint to be
identified/verified. When using ANSI and ISO standard data, the template/feature set terminology does not apply since
the ANSI/ISO standards do not make that distinction. The data flow for legacy SDK data may be different, as
described in Working with Data Created with Gold and One Touch SDKs on page 19.
Workflow - Enrollment Application
During the enrollment process, one or more fingers are scanned for each person. We recommend that you enroll at least
two fingers (more is recommended) because in the event of an accident or injury to one finger, another enrolled finger
can be used to identify the individual.
The enrollment application needs to perform the following steps to enroll a single finger from a user:
Step One - Initialization
Initialize the library. Discover the available readers and open a connection to the reader.
Step Two - Capture, Extract and Enroll
1 Begin the enrollment process.
2 Capture a series of fingerprint scan(s); for each scan,
• Create an FID,
• Extract fingerprint minutiae and create the FMD,
• Add the FMD to the pool of FMDs for enrollment.
3 Continue to capture fingerprints until the enrollment process has enough FMDs to complete the enrollment. (The
enrollment functions evaluate the FMDs and select the best image -- typically several scans are required.)
4 Create the enrollment FMD and release resources.

U.are.U SDK - Developer Guide 13
Developing Applications
Step Three - Store Data
Store the enrollment FMD. Many applications keep only the enrollment FMD because of space constraints or policy
decisions. You cannot use FIDs for identification, so even if you choose to keep the FIDs, you must also store the FMD
for each individual.
Notes on Enrollment
Before storing, you may want to check for existing entries that match the new entry -- applications like law
enforcement, banking or voting registration, may not allow duplicate enrollments.
The capture/extract minutiae part of the enrollment process is the same as for capturing/extracting minutiae for the
purpose of verifying/identifying users. If you wish, you can enroll users without using the enrollment functions (by
simply capturing, extracting minutiae and storing the resulting FMD). However we recommend that you use the
enrollment functions to create the best quality enrollment FMDs.
The enrollment process is slightly different in each API. Consult the chapters that describe the various APIs to
determine the specifics for your language. For JavaPOS and OPOS, the enrollment process is described in the
specification.
Workflow - Identifying/Verifying
Fingerprint recognition involves two types of operation:
•Identification - Comparing a fingerprint against the database of enrolled fingerprints and confirming that the
fingerprint is enrolled (e.g., to open a door there may be many authorized users).
•Verification - Comparing a fingerprint against a specific user’s enrolled fingerprint(s) to verify a specific person’s
identity (e.g., when the user types their name and then uses a fingerprint rather than a password).
To perform these operations, your application needs to do the following steps:
Step One - Initialization
Initialize the library. Discover the available readers and open a connection to a reader.
Step Two - Capture and Extract
Wait for a fingerprint. When a fingerprint is detected, capture the image and create an FID.
Extract fingerprint minutiae and create an FMD.
This sequence is exactly the same as for the capture/extraction process during enrollment.
Step Three - Identify/Verify
Call the appropriate function to verify a specific person OR to identify a valid user.
Design Issues for your Application
Distributed Processing and Data Flow
Depending on the capabilities of your fingerprint reader, you can capture FIDs and send them to another machine for
processing OR the fingerprint reader can extract the FMD and transmit only the much smaller FMD files. Thus the
application can be designed in these two ways:
1 The fingerprint capture device can simply capture a fingerprint image and transmit the image to a server for pro-
cessing as shown in the image below. Since FIDs are large (around 100K - 140K), this means that you need a faster
connection, but there is less computing power required by the fingerprint reader.

U.are.U SDK - Developer Guide 14
Developing Applications
Optionally, the fingerprint capture device can compress the image before transmitting it.
2 Another alternative is to develop software for the fingerprint capture device to capture the fingerprint image AND
extract the fingerprint features to create an FMD. The FMD is then transmitted to the server for processing, as
shown below. FMDs are 1.5K or less and so require less bandwidth and speed.
Data Compression
If you use compression to save bandwidth or storage space, there are two options:
1 U.are.U provides compression using Wavelet Scalar Quantization (WSQ). WSQ is a wavelet-based compression
standard developed by NIST specifically for fingerprint data.
2 You can compress the data yourself using a lossless compression such as PNG.
WSQ Compression
WSQ compression allows compression of 15:1 to 12:1. For more details, see Wavelet Scalar Quantization (WSQ)
Compression on page 27.
PNG Compression
If you are using PNG as a compression algorithm. The U.are.U SDK does not support PNG compression directly, so
you would have to capture the fingerprint as a raw image and compress it to PNG. After transmission, you must
convert the PNG file back into a raw image for minutiae extraction and identification/verification.
NIST Fingerprint Image Quality (NFIQ)
The NFIQ score indicates the quality of a fingerprint sample. The U.are.U SDK provides NFIQ calculation using code
developed by NIST. The NFIQ score is in the range 1 – 5, with 1 being the best and 5 being not suitable for feature
extraction. For more details, see NIST Fingerprint Image Quality (NFIQ) on page 28.

U.are.U SDK - Developer Guide 15
Developing Applications
Determining an Acceptable Level of Error
When identifying fingerprints, you want to identify strictly enough that you do not let unauthorized people have access
(false positives) but also do not inconvenience legitimate users by rejecting their fingerprints (false negatives). Note
that some people will always experience more false rejections -- the rate of false negatives is a statistical measure, but
individuals may experience higher rejection rates, based on their specific fingerprint characteristics.
There is a trade-off between the frequencies of false positive and false negative errors. Applications have control over
this trade-off by specifying the threshold for the required degree of similarity between two fingerprint images in order
to call it a match.
When choosing the identification threshold, note that increasing the false positive error rate by a factor of 100 will
reduce the false negative error rate only approximately by a factor of 2. There will always be some false negatives. As
the result, every practical fingerprint recognition system should have an alternative means to establish and prove
identity, without using fingerprints.
Setting the Error Threshold when Identifying a Fingerprint in a Collection
When a fingerprint is scanned, the first step is to identify the fingerprint against a set of stored FMDs.
• If you are trying to confirm that a user is allowed access, you will want to identify the fingerprint against all the
valid FMDs that you have stored.
• If you are trying to confirm the identity of a specific person, you must identify against all FMDs for that individual
(typically at least two fingers are stored for each user).
The identification function compares an FMV against a collection of FMDs to produce the candidate list. You can
specify the maximum desired number of candidates: a smaller number can make the execution faster. The candidate
list is sorted by the dissimilarity score, the lower the score the closer the candidate to the beginning of the list. The best
match is the first candidate in the list.
Your threshold determines the trade-off between false positive and false negative error rates where:
• 0 = no false positives
• maxint (#7FFFFFFF or 2147483647) = fingerprints do not match at all
• Values close to 0 allow very few false positives; values closer to maxint allow very poor matches (a lot of false
positives) in the candidate list. The table below shows the relationship between the threshold values and the false
positive identification error rates observed in our test. Note: the actual false positive identification error rates in
your deployment may vary.
For many applications, a good starting point for testing is a threshold of 1 in 100,000. If you want to be conservative,
then you will want to set the threshold lower than the desired error rate (e.g., if you want an error rate that does not
exceed 1 in 100,000, you might set the threshold to 1 in 1,000,000).
Your Threshold Corresponding False
Positive Identification
Rate
Expected number of False
Positive Identifications
Numeric Value of Threshold
.001 * maxint .1% 1 in 1,000 2147483
.0001 * maxint .01% 1 in 10,000 214748
.00001 * maxint .001% 1 in 100,000 21474
1.0e-6 * maxint .0001% 1 in 1,000,000 2147

U.are.U SDK - Developer Guide 16
Developing Applications
Defining the Data Retention Policy
After a fingerprint scan, an FID is created, which contains the actual image. Each fingerprint image takes roughly
140K of storage. With modern computers, that is not a huge amount, but each enrolled user may have several
fingerprints scanned. Multiplied by the number of potential users, this can add up to a fair amount of data.
To identify fingerprints, you must extract the fingerprint characteristics to create an FMD, which is < 1.5K per
fingerprint.
Some applications choose to retain the full image records, but other companies discard the image record and retain
only the minutiae data in the form of an FMD.
IMPORTANT: If you discard the image record, you cannot reconstruct the original fingerprint image from the FMD,
the FMD is only useful for identifying/verifying fingerprints.
From time to time Crossmatch may release a new version of the U.are.U SDK that will provide improved accuracy in
the feature extraction process. If you do not retain the fingerprint images, you will not be able to redo the feature
extraction using the new version of the SDK/runtime in order to take advantage of these improvements.
Specifying the Fingers to Be Scanned
When you enroll people into your system, you will usually want more than one finger enrolled. This allows for injury
and makes it easier for people who have fingerprints that are difficult to recognize. For some applications you may
want to scan all ten fingers or take multiple fingerprint impressions for individual fingers.
A typical policy would be to require both index fingers or both thumbs to be scanned. Thumbs are typically the worst
in terms of recognition accuracy and thumbs require different capture devices with larger area and different
ergonomics. Where possible, avoid any industrial design forcing users to use thumbs.
The preferred approach is to enroll, at a minimum, both index and both middle fingers. Middle fingers are usually the
best, probably because people have almost as good dexterity with middle fingers as with index fingers, and yet middle
fingers have fingerprints that are typically less worn than index fingers.
Some solutions are ergonomically designed in a way that only the right or only the left hand can be used conveniently.
In this case the right hand is better (probably because the majority of people are right handed), and at least three fingers
need to be enrolled: index, middle and ring fingers.
Ergonomics and the correct finger placement are extremely important. Poor ergonomics can easily increase the false
negative identification rate by a factor or 5 to 10. The system users need to be aware of correct finger placement for
best results.
Optimizing Fingerprint Applications
To identify a fingerprint against a large database can take a considerable amount of time and create unacceptable
delays between the fingerprint scan and the user authorization. Identifying fingerprints will be faster if the database of
fingerprints is in memory rather than retrieved from disk. If you have a large database of users, you may need to
provision your server with an appropriate amount of RAM to handle the searches.
This SDK is not optimized for large scale identification. If you are developing such an application, you may want to
contact Crossmatch to get help selecting the technology that will best fit your needs.
To ensure the fastest response time, you must weigh whether it will be faster to transmit the image record to a server
for FMD extraction or whether it is faster to extract the FMD on the reader and transmit only the FMD to the server for
identification/verification.
For readers that are used by a limited number of people (e.g., kiosks or pharmacy cabinets), you may have the device
identify fingerprints against a limited set of FMDs. However this requires that you keep the FMDs in the device in sync
with your central database, to ensure that new employees are able to gain access and departing employees’ privileges
are revoked quickly.

U.are.U SDK - Developer Guide 17
Working with Fingerprint Readers
THIS CHAPTER PROVIDES INFORMATION ABOUT SUPPORTED FINGERPRINT READERS AND THEIR USE.
The U.are.U SDK works with the following fingerprint readers:
• U.are.U 4500 Fingerprint Reader Rev. 103
• U.are.U 5xxx Fingerprint Readers (5100, 5160, 5200 and 5300)
• Eikon 510, 710 and Eikon II Fingerprint Readers
However, please note the following limitations.
• The U.are.U 4xxx and Eikon readers do not support image streaming.
• The U.are.U 4xxx and Eikon readers do not support selection of alternate image processing formats.
• Only two U.are.U 5xxx readers may be used simultaneously, and they must be connected to separate USB
controllers.
Fingerprint readers can lose their calibration as a result of changes in temperature, humidity and ambient light.
Humidity is the most important environmental factor affecting calibration. U.are.U fingerprint readers are self-
calibrating, but you still might want to set up your application to check periodically that no additional calibration is
needed.
If the fingerprint reader is not giving clear readings:
• Try cleaning it:
• For the 4xxx readers, clean the gel surface with sticky tape. Gently dab it with the sticky side of the tape. Do not
rub it with paper and do not get it wet.
• For the 5xxx readers, in addition to sticky tape, you can use a damp wipe. Do not clean with compressed air and
do not use industrial cleaners or solvents.
• Make sure that you are touching the fingerprint reader with the pad of your finger, not the tip. The most detail
(minutiae) occur roughly midway between the first joint and the tip.
• If your fingers are very dry, try touching your forehead with the pad of the finger you are trying to scan and then
rescanning your fingerprint.
Good ergonomics in the mounting of your fingerprint reader can significantly improve the quality of fingerprint scans.
Be sure that the reader is mounted in a way that is convenient for users to touch properly, such that the large area of the
pad of the finger is captured. The angle at which the reader is mounted as well as the rim around the sensing area can
make it difficult for people with large fingers or long fingernails to have proper contact between the pad of the finger
and the sensing area.
If your fingerprint reader becomes non-responsive from an electrostatic shock you may need to perform a hardware
reset.
Your application should check the reader status between fingerprint scans to ensure that the hardware has not
experienced an error condition.

U.are.U SDK - Developer Guide 18
Upgrading from previous SDKs
THIS CHAPTER DESCRIBES THE PROCESS OF DEVELOPING FINGERPRINT RECOGNITION APPLICATIONS.
Overview of Support for Previous SDKs
Working with Existing Data Created with Previous SDKs
The U.are.U SDK supports DigitalPersona, ANSI, and ISO formats. You may choose your format according to your
application requirements.
However, the data formats are not inter-operable and only one data format can be used in a single application.
For example, when passing an array of fingerprint templates into the identification function, all the templates in the
array must be in the same format. If your application has existing data in a specific format, you must continue to use
that format for all of your data.
IMPORTANT: It is not possible to convert data from one format to another. If you decide to move from one format to
another, you must re-enroll your user population.
Exchanging Data with Applications Using Previous SDKs
Applications written with the U.are.U SDK APIs are able to exchange data with applications developed using previous
U.are.U or One Touch products. The table below shows which U.are.U APIs may be used to develop applications that
will exchange data with existing applications:
The U.are.U SDK does not support the custom encryption keys that are supported by the Gold and One Touch SDKs.
Upgrading Applications from Previous SDKs
To convert applications developed using Gold and One Touch SDKs to use the U.are.U SDK requires software
modifications to use the U.are.U APIs. The U.are.U APIs are described in detail in the other chapters of this manual.
Applications developed with U.are.U UPOS for JavaPOS or UPOS for OPOS can be upgraded to use the JavaPOS and
OPOS APIs of the U.are.U SDK, since both the previous and the current product support the UPOS specification.
More details are provided below in Upgrading from U.are.U UPOS for OPOS/JavaPOS on page 20.
Converting Applications from the One Touch SDK
To convert an application from the One Touch SDK, install the U.are.U SDK as described above and use this
documentation to modify your applications to use the new API.
Be sure to install the U.are.U SDK in a new folder on your development machine so that your existing files do not get
overwritten.
Note that when you install the U.are.U SDK on the target machine, the One Touch drivers will be overwritten with new
drivers that are compatible with both your existing applications and new applications based on the U.are.U SDK.
The files installed on the target machine include both drivers and SDK files. If you retain the One Touch SDK files on
the device, you will need up to an additional 120K for the new U.are.U SDK files. If you retain the old SDK files on
Previous SDK used by existing application Compatible U.are.U APIs
Gold SDK/Fingerprint Recognition Software C/C++, Java, ActiveX
One Touch SDKs C/C++, Java, ActiveX
U.are.U UPOS for JavaPOS JavaPOS
U.are.U UPOS for OPOS OPOS

U.are.U SDK - Developer Guide 19
Upgrading from previous SDKs
the device, you can run applications based on either the old or the new SDK. The two SDKs can coexist and your
existing applications can run using the older run-time environment while you update your programs or develop new
applications based on the new SDK. Applications based on the old and new SDKs can run on the same hardware, but
not simultaneously.
Note that the data from existing applications based on the One Touch SDK is fully compatible with applications based
on the U.are.U SDK.
Working with Data Created with Gold and One Touch SDKs
The DigitalPersona Gold SDK and One Touch SDK products used a different format for minutiae data (which were
called feature sets). In the Gold and One Touch formats, there were three different data types for minutiae data which
reflected the intended use of the data:
•Pre-registration features (Gold SDK), or Pre-registration Feature Set to be used for Enrollment (OneTouch
SDK); Pre-registration features were intended only for creation of Registration features. An application needed to
collect four fingerprints of the finger to enroll, extract pre-registration features, and pass it to the SDK to produce
registration features.
•Registration features (Gold SDK), or Fingerprint Template (OneTouch SDK); Registration features were
intended to be stored in a database as an enrolled finger.
•Verification features (Gold SDK), or Feature Set (One Touch SDK). Verification features are what is compared
to the Registration features when a user swipes a finger.
In these previous SDKs, you could not compare two Feature Sets, you could only compare a Feature Set against a
Fingerprint Template. The U.are.U SDK removes the distinction between feature sets and templates when using the
ANSI/ISO formats. For data created in ANSI/ISO data formats, all minutiae data is stored in an FMD, whether
produced by the feature extraction functions or the enrollment functions.

U.are.U SDK - Developer Guide 20
Upgrading from previous SDKs
Changes in U.are.U Terminology from Previous Usage (Gold and One Touch)
This section describes differences in terminology between this product and the One Touch and Gold documentation.
Upgrading from U.are.U UPOS for OPOS/JavaPOS
This new U.are.U SDK version of the OPOS and JavaPOS APIs are backward-compatible. However the following new
features may or may not affect your existing applications:
•The default data format has a longer header. The default data format is now fully compliant with UnifiedPOS
1.13. The default data format is the same as the old format except that the template header has additional bytes of
information, i.e., a 45-byte header, instead of the previous 10-byte header for JavaPOS and 12-byte header for
Old Term New Term Explanation
Fingerprint authentication Fingerprint verification Change in industry standard terminology.
Fingerprint registration Fingerprint enrollment Change in industry standard terminology.
Fingerprint sensor
(referring to a fingerprint
capture device)
Fingerprint reader Erroneous usage: Sensors are a component of certain
types of fingerprint capture devices, they are not
themselves fingerprint capture devices.
Match
Matching
Matching score
Compare
Comparison
Comparison score
Change in industry standard terminology.
Performance Recognition accuracy More accurate terminology.
Fingerprint feature set
Fingerprint template
Fingerprint minutiae data Fingerprint templates (fingerprint features stored for
enrolled fingers) and fingerprint feature sets (images
used for verification and identification) have been
replaced with fingerprint minutiae data in the U.are.U
family of the SDKs only. With standards-based data
formats in the U.are.U SDKs, all fingerprints are stored
in the same format.
Fingerprint feature set
Fingerprint template
Fingerprint minutiae data Fingerprint templates (fingerprint features stored for
enrolled fingers) and fingerprint feature sets (images
used for verification and identification) have been
replaced with fingerprint minutiae data in the U.are.U
family of the SDKs only. With standards-based data
formats in the U.are.U SDKs, all fingerprints are stored
in the same format.
ROC curve DET curve More accurate terminology. We have never used ROC
curves, however our DET curves were sometimes
erroneously called ROC curves in the past.
FAR FMR or FNMR as
appropriate
The definition of FAR is application-specific.
In some applications FAR is similar to FMR while in
other applications, FAR is similar to FNMR.
FRR FMR or FNMR as
appropriate
The definition of FRR is application-specific.
In some applications FRR is similar to FNMR, while in
the others FRR is similar to FMR.

U.are.U SDK - Developer Guide 21
Upgrading from previous SDKs
OPOS. If you do not update your application to specify a specific format, new templates will be created with 45-
byte headers. Enrollment, identification and verification will continue to work with both new templates with 45-
byte headers and previous templates that have the shorter headers. See Working with Fingerprint Data in JavaPOS
on page 64 and Working with Fingerprint Data in OPOS on page 71 for more information.
•New FAR Security Setting. We have tightened the FAR security setting to align with our current corporate
standard. The new standard is 100 times more strict. Please update your code accordingly. We recommend that
you allow the FAR setting to be configurable at run-time within your application. See Determining an Acceptable
Level of Error on page 15 for more information on setting FAR.
•Enrollment no longer stops at four retries. The previous enrollment process would fail after four unsuccessful
scans. If your application is dependent on having exactly four tries, then you may need to adjust your code.
•Errors and exceptions may be handled differently. Because of the extensive architectural changes to this
version of the OPOS and JavaPOS APIs, exceptions and error codes may not be identical. You should double
check carefully that the new API handles errors and exceptions as expected for your application.
For specific details about upgrading your existing application, consult JavaPOS on page 64 or OPOS on page 71.

U.are.U SDK - Developer Guide 22
Using the SDK
THIS CHAPTER DESCRIBES CONTENTS OF THE SDK AND THE PURPOSE OF EACH COMPONENT.
What’s In the SDK?
The SDK consists of:
1 C/C++ API -- C libraries that conform to ANSI.C99 (http://en.wikipedia.org/wiki/C99):
•DP Capture API - for capturing fingerprints
•FingerJet Engine API - for extracting fingerprint characteristics and identifying/verifying fingerprints
2 .NET API -- .NET class libraries
•DP .NET API - for capturing and comparing fingerprints
•DP .NET Controls - simple interface for enrollment and identification, based on OneTouch interface
•DP ActiveX Library - for capturing and comparing fingerprints using the ActiveX wrapper with .NET
•DP ActiveX Controls - simple interface for enrollment and identification, based on OneTouch interface
3 ActiveX API and controls -- ActiveX class libraries
•
DPXUru.dll
– ActiveX API library
•
DPCtlXUru.dll
– ActiveX GUI controls
4 Java API -- Java class libraries
•
dpuaru.jar
- library classes and interfaces for working with readers and the FingerJet Engine
5 JavaScript API -- JavaScript files implementing the Fingerprint.WebApi object for working with fingerprint
readers.
6 JavaPOS API -- class libraries that implement a JavaPOS-compliant API (per the JavaPOS 1.13 specification), as a
wrapper to the U.are.U Java API:
•dpjavapos.jar
- library classes and interfaces for working with readers
• JavaPOS Device Service object, which can be used with any JavaPOS Device Control for the Biometrics device
category
7 OPOS API -- classes that implement an OPOS-compliant API (per the UPOS 1.13 specification), as a wrapper to
the U.are.U C/C++ API:
•
dpServiceObject.dll
– a custom implementation of the OPOS data service
•OPOSBiometrics – a custom implementation of the OPOS biometrics control
8 Run-time components:
• Capture driver and SDK layer
• FingerJet Engine run-time
9 Sample applications in each language that demonstrate SDK features.
FingerJet Engine
The FingerJet Engine is a module that extracts fingerprint characteristics from image records to create FMDs and
compares FMDs to confirm identity. The FingerJet Engine has met the PIV performance thresholds for fingerprint
minutiae data generation required by NIST.
We support a maximum of 16 views in a single FID or FMD during authentication. All views in a single record must
have the same resolution. We do not support unknown finger positions (finger position = 0).

U.are.U SDK - Developer Guide 23
The C/C++ APIs
THIS CHAPTER PROVIDES AN OVERVIEW OF THE C/C++ APIS AVAILABLE FOR THE WINDOWS AND LINUX PLATFORMS.
FOR DETAILS ON USING THE API WITH A SPECIFIC OS PLATFORM, CONSULT THE CORRESPONDING PLATFORM
GUIDE.
Detailed documentation for the API is contained in the header files. You can simply read the header files or you can
view the Doxygen files. Consult the platform guide for details of where the Doxygen files are located.
The API is thread-safe.
DP Capture API
The DP Capture API consists of library management, reader management, capturing and streaming.
Library Management
Function Description
dpfpdd_init Initialize the library (allocate system resources and initialize data). This
must be the first function called.
dpfpdd_exit Release the library and its resources.
dpfpdd_version Query the library version. This is the only function that can be called
before dpfpdd_init or after dpfpdd_exit.
This returns the DP Capture API library version (not the U.are.U SDK
version). This is analogous to the dpfj_version function which returns the
version of the FingerJet library file.

U.are.U SDK - Developer Guide 24
The C/C++ APIs
Fingerprint Capture Device Management
Capturing Fingerprints
The
dpfpdd_capture
function captures a fingerprint image for
• Enrollment (as part of the process described on page 26)
• Identifying users with
dpfj_identify
• Verifying a specific user identity with
dpfj_compare
Streaming Fingerprints
Not all readers support streaming mode. To determine if a specific reader supports this feature, check the value of
can_stream_image
in
DPFPDD_DEV_CAPS
, as returned by
dpfpdd_get_device_capabilities()
. This function
is not supported in the TouchChip Device Add-On for Android.
Function Description
dpfpdd_query_devices Discover connected devices.
dpfpdd_open Open a device. This function establishes an exclusive link to the device;
no other processes will be able to use the device until you close it. The
application must open the device before use.
dpfpdd_close Close a device.
dpfpdd_get_device_status Get the status for a device. You would normally check the device status
between captures to ensure that the device is functioning and there are
no error conditions.
dpfpdd_get_device_capabilities Query a device for information on capabilities.
dpfpdd_set_parameter Change a device or driver parameter. This function is not supported in
the TouchChip Device Add-On for Android.
dpfpdd_get_parameter Query a device or driver parameter. This function is not supported in the
TouchChip Device Add-On for Android.
dpfpdd_led_config Sets operation mode for LED: automatic or controlled by client applica-
tion. This function is not supported in the TouchChip Device Add-On for
Android.
dpfpdd_led_ctrl Changes reader or driver setting. This function is not supported in the
TouchChip Device Add-On for Android.
dpfpdd_calibrate Calibrate a reader. Some readers are self-calibrating. Ambient light or
temperature can affect calibration, for some readers. Calibration can
take several seconds. This function is not supported in the TouchChip
Device Add-On for Android.
dpfpdd_reset Do a hardware reset on the reader. Hardware resets are typically needed
only after a hardware problem (e.g., the device is unplugged or receives
an electrostatic shock). Hardware resets typically only take a few milli-
seconds. This function is not supported in the TouchChip Device Add-
On for Android.
Function Description
dpfpdd_capture Capture a fingerprint image from the reader. This function signals the
reader that a fingerprint is expected, and waits until a fingerprint is
received.
dpfpdd_capture_async Starts asynchronous capture on the opened reader device, signaling
that a fingerprint is expected and then exits. This function is not sup-
ported in the TouchChip Device Add-On for Android.
dpfpdd_cancel Cancel a pending capture

U.are.U SDK - Developer Guide 25
The C/C++ APIs
The streaming methods are:
FingerJet Engine API
The FingerJet API contains functions that extract features from FIDs to create FMDs, identify/verify FMDs and
convert FMDs to different formats.
Library Management
Select Fingerprint Matching Engine
Extract FMD
Identify Fingerprint
This function is described in detail on pages 13-14.
Function Description
dpfpdd_start_stream Start streaming mode. This function is not supported in the
TouchChip Device Add-On for Android.
dpfpdd_get_stream_image Capture a fingerprint image from the streaming data. This func-
tion is not supported in the TouchChip Device Add-On for
Android.
dpfpdd_stop_stream End streaming mode. This function is not supported in the
TouchChip Device Add-On for Android.
Function Description
dpfj_version Query the library version. This returns the FingerJet library version (not the U.are.U SDK
version). This is analogous to the dpfpfdd_version function which returns the version of
the DP Capture API library file.
Function Description
dpfj_select_engine FingerJet(R) is the default engine used if this function is not called. The FingerJet engine
is available on all platforms and does not require open reader (parameter hdev can be
NULL).
Not every other engine is available on every platform. Some engines require a valid han-
dle from opened reader to be supplied.
Currently, you can choose from two types of FingerJet engine, versions 6 and 7. On
some platforms the Innovatrics engine is also available. If this function is not called and
no choice is made by the application, the default matching engine used is FingerJet ver-
sion 6. See also Minex Certification on page 80.
Function Description
dpfj_create_fmd_from_raw Creates FMD from raw image
dpfj_create_fmd_from_fid Creates FMD from ANSI, ISO or DigitalPersona legacy format FID
Function Description
dpfj_identify Identify an FMD: given an array of FMDs, this function returns an array of candidates that
match the original fingerprint (an FMV within an FMD) within the threshold of error. Sup-
ported formats are: Gold SDK, One Touch SDK, ANSI and ISO.

U.are.U SDK - Developer Guide 26
The C/C++ APIs
Enrollment
The enrollment functions allow you to enroll a finger to create an FMD that you can store in your database. For ANSI/
ISO formats, the enrollment functions create FMDs. For the legacy DigitalPersona format, the enrollment functions
create a fingerprint template.
The typical process would be:
1 Call
dpfj_start_enrollment.
2 Capture a fingerprint scan and extract an FMD, using the standard functions (
dpfpdd_capture
to capture and
dpfj_create_fmd_from_fid
or
dpfj_create_fmd_from_raw
to extract).
3 Call
dpfj_add_to_enrollment
to add the fingerprint to the potential pool.
4 Repeat the previous two steps until
dpfj_add_to_enrollment
returns a flag indicating the pool of FMDs is now
sufficient to create an enrollment FMD.
5 Create the enrollment FMD with
dpfj_create_enrollment_fmd
and release resources by calling
dpfj_finish_enrollment
.
6 Store the enrollment FMD in your database. Some applications like voting, banking and law enforcement require
that you check for duplicate fingerprints before storing a new fingerprint in the database.
Format Conversion
Function Description
dpfj_start_enrollment Begin the enrollment process and allocate resources.
dpfj_add_to_enrollment Add the FMD to the pool of FMDs for enrollment and return a flag indicating that
the enrollment is ready (enough FMDs have been received to create the enroll-
ment FMD)
dpfj_create_enrollment_fmd Create FMD for enrolled finger
dpfj_finish_enrollment Release resources used during enrollment process
Function Description
dpfj_fmd_convert Convert FMDs from ANSI to ISO format and vice versa.
dpfj_dp_fid_convert Convert legacy DigitalPersona image (Gold SDK and One Touch SDK) to ANSI or
ISO images

U.are.U SDK - Developer Guide 27
The C/C++ APIs
Advanced Diagnostics
The majority of applications should use the
dpfj_identify
function to implement both identification and
verification. However, in a few special cases, e.g., using multi-modal biometrics, or doing statistical risk assessment,
the
dpfj_compare
function allows you to compare two FMVs to determine their actual degree of dissimilarity. This
is useful for accuracy testing and diagnostics and is not intended to be used in final applications for actual fingerprint
recognition. The
dpfj_compare
function returns a dissimilarity score with values:
• 0 = fingerprints are NOT dissimilar (i.e., they MATCH perfectly).
•
maxint
(#7FFFFFFF or 2147483647) = fingerprints are completely dissimilar (i.e., DO NOT match).
• Values close to 0 indicate very close matches, values closer to
maxint
indicate very poor matches.
The table below shows the relationship between the scores returned from
dpfj_compare
and the false match error
rates observed in our test. The dissimilarity score distribution is estimated based on our internal testing, and may not be
representative of the actual rate that will be observed in deployment.
Wavelet Scalar Quantization (WSQ) Compression
The U.are.U SDK provides compression of fingerprint images with the WSQ algorithm. This compression is available
in two ways:
1 Using code developed by NIST. This code is included within the U.are.U C/C++ API.
2 Using the WSQ1000 SDK from Aware, Inc. on the target system. If the WSQ 1000 SDK is installed, the U.are.U
functions will call the WSQ 1000 functions to do compression and decompression instead of the native NIST-based
code. However, see additional information on “Raw” WSQ compression on page 28.
Crossmatch does not redistribute the Aware WSQ1000 SDK, it must be acquired and installed separately.
The typical sequence to compress an image would be:
•
dpfj_start_compression
•
dpfj_set_wsq_bitrate
or
dpfj_set_wsq_size
- Set the desired size for the compressed image
•
dpfj_compress_fid
or
dpfj_compress_raw
- Compress the FID or raw image
•
dpfj_get_processed_data
- Retrieve the compressed image
n dpfj_finish_compression
The typical process to decompress an image would be:
•
dpfj_start_compression
•
dpfj_expand_fid
or
dpfj_expand_raw
- Decompress an FID or raw image
•
dpfj_get_processed_data
- Retrieve the expanded image
•
dpfj_finish_compression
Dissimilarity Score False Match Rate
2147483 .1%
214748 .01%
21474 .001%
2147 .0001%
Function Description
dpfj_compare Compare two FMDs; supported formats are: Gold SDK, One Touch SDK, ANSI
and ISO.
Function Description
dpfj_start_compression Initiates WSQ compression and allocates resources.

U.are.U SDK - Developer Guide 28
The C/C++ APIs
Raw WSQ Compression
In the majority of situations where WSQ data is a solution requirement, the WSQ data is expected to be in the “raw”
format. What this means is that the data contains pure WSQ specification data and no ISO/ANSI header. Below is a
code snippet showing how to generate a raw WSQ file from a captured fingerprint image data object. The generated
file can subsequently be opened in most common WSQ viewer applications.
DPUruNet.Compression.Start();
DPUruNet.Compression.SetWsqBitrate(90, 0);
/* Using Raw compression */
Fid ISOFid = captureResult.Data; //captureResult is a parameter passed into the Async capture
listener\callback and contains the captured fingerprint image data (Fid).
byte[] rawCompress = DPUruNet.Compression.CompressRaw(ISOFid.Views[0].Width, ISOFid.Views[0].Height,
500, 8, ISOFid.Views[0].RawImage, CompressionAlgorithm.COMPRESSION_WSQ_NIST);
/* Creates valid WSQ file */
File.WriteAllBytes("WSQfromRaw.wsq",rawCompress);
NIST Fingerprint Image Quality (NFIQ)
The U.are.U SDK calculates NFIQ scores for fingerprint images. This calculation is available in two ways:
1 Using code developed by NIST. This code is included within the U.are.U C/C++ API.
2 Using the WSQ1000 SDK from Aware, Inc. on the target system. If the WSQ1000 SDK is installed, the U.are.U
functions will call the WSQ1000 functions to do NFIQ calculation instead of the native NIST-based code.
Crossmatch does not redistribute the Aware WSQ1000 SDK, it must be acquired and installed separately.
dpfj_finish_compression Releases resources.
dpfj_set_wsq_bitrate
dpfj_set_wsq_size
These two specify the same thing: the size of the resulting compressed image,
and can be used interchangeably.
Setting the bitrate at 0.75 bpp to 0.9 bpp allows compression of 15:1 to 12:1.
The parameter
tolerance_aw
sets the tolerance as required by the Aware
WSQ1000 SDK and it is ignored when using NIST algorithm.
dpfj_compress_fid
dpfj_compress_raw
Compress an FID or raw image, according to the requested size.
dpfj_get_processed_data Retrieve the image that was just compressed/expanded.
dpfj_expand_fid
dpfj_expand_raw
Expand a previously compressed FID or raw image.
Function Description
dpfj_quality_nfiq_from_fid
dpfj_quality_nfiq_from_raw
Calculate the NFIQ score of an FID or raw image.
NFIQ scores range from 1 to 5, with 1 being the best quality and 5 indicating that
the image is not suitable for feature extraction.

U.are.U SDK - Developer Guide 29
The JAVA API
THIS CHAPTER DESCRIBES HOW TO USE THE JAVA API.
The Java API is built as a wrapper to the C/C++ API. The Java API is available for Linux, Android and Windows. This
chapter provides an overview of the API. For details of using the API on a specific reader platform, consult the
appropriate Platform Guide.
The Java API is considerably simpler to use than the C/C++ APIs and therefore generally results in:
• Easier data management
• Easier enrollment
• Faster development
Importing the U.are.U Java package
The U.are.U Java library classes and interfaces are aggregated into dpuaru.jar. To use the U.are.U Java library
functionality import the com.Crossmatch.uareu.* package, and make sure to include dpuareu.jar into
your classpath.
Getting Detailed Documentation
This chapter provides an overview of the main methods in the Java API. For a complete description of method
parameters, the Javadoc documentation for the Java libraries is provided. Consult the platform guide for details of
where the Javadoc files are located.
Using the Package
Main Access Point
The main access point to the U.are.U Java library is the UareUGlobal class. This is a static class, which allows you
to acquire references to the classes related to fingerprint readers and to the FingerJet Engine:
•To acquire a reference to ReaderCollection use the GetReaderCollection() method. To destroy
ReaderCollection, (release all system resources associated with readers and make readers available for other
processes) use the DestroyReaderCollection() method.
•To acquire a reference(s) to individual readers, use the ReaderCollection object, which is a collection of
objects of type Reader.
•To acquire a reference to the FingerJet Engine use the GetEngine() method. The engine does not use or
allocate any system resources except memory and does not have to be destroyed explicitly.
UareUException
The UareUException interface describes exceptions specific to the U.are.U SDK.
Getting a List of Available Readers
The ReaderCollection interface provides a list of the readers connected to the machine. A list of available
readers can be acquired any time with GetReaders() method.

U.are.U SDK - Developer Guide 30
The JAVA API
Working with Readers
Each attached reader is represented with a Reader object. The Reader interface allows:
• Querying reader description and capabilities,
• Acquiring status of the reader,
• Capturing fingerprints,
• Starting and stopping video stream, and
• Resetting and calibrating the reader.
The main methods are:
Capturing Fingerprints
The Capture function captures a fingerprint image for
• Enrollment (as part of the process described on page 12)
• Identifying users with Identify
• Verifying a specific user identity with Compare
The primary fingerprint capture methods are:
Function Description
GetDescription Get the description of a reader. The description is available at any time (even if
the device is not open). This is the only method that can be called before the
open() method.
Returns an object of type Description holding information about the reader
hardware.
Open Open a device and return the device capabilities. This method establishes an
exclusive link to the device; no other processes will be able to use the device
until you close it. The application must open the device before use.
GetStatus Get the status for a device. You would normally check the device status
between captures to ensure that the device is functioning and there are no error
conditions.
Returns an object of type ReaderStatus which describes the current status
of the reader.
GetCapabilities Get the capabilities of a device.
Returns an object of type Capabilities which describes what the reader
can do.
Calibrate Calibrate a device. Some devices are self-calibrating. Ambient light or tempera-
ture can affect calibration, for some devices. Calibration can take several sec-
onds.
Reset Do a hardware reset on the reader. Hardware resets are typically needed only
after a hardware problem (e.g., the device is unplugged or receives an electro-
static shock). Hardware resets typically only take a few milliseconds.
Close Close a reader and release the resources associated with the reader.
Function Description
Capture Captures a fingerprint image from the open reader. This function signals the
reader that a fingerprint is expected, and blocks until a fingerprint is received,
capture fails or the reader times out.

U.are.U SDK - Developer Guide 31
The JAVA API
Streaming Fingerprints
Not all readers support streaming mode. To determine if a specific reader supports this feature, get the reader
capabilities with the GetCapabilities method and check the value of the field can_stream.
The streaming methods are:
Accessing the FingerJet Engine
The Engine interface provides functionality to
• Extract fingerprint features (create FMDs),
• Identify and compare FMDs, and
• Create enrollment FMDs.
See Understanding the Data Flow on page 11 for details on enrollment and comparison terminology and data flow.
Creating FMDs from images
The CreateFmd() method can be used in two ways:
1 Extract fingerprint minutiae from a raw image and create an FMD.
2 Extract fingerprint minutiae from an FID and create an FMD.
The following limitations are applied to the raw images and FIDs:
• 8 bits per pixel
• no padding
• square pixels (horizontal and vertical dpi are the same)
The size of the resulting FMD will vary depending on the minutiae in a specific fingerprint.
Identification and Comparison
Identify() identifies a single FMD against an array of FMDs. This function takes as inputs:
• A single view in an FMD
• An array of FMDs (each FMD can contain up to 16 views) to compare
• The desired number of candidates to return
• The threshold for False Positive Identification Rate (FPIR) that is permitted
Each time a view has a score lower than the threshold FPIR, that view is marked as a possible candidate. Then when all
possible candidates are identified (i.e., they meet the threshold), they are ranked by their score. Finally, the function
returns as many candidates as requested, based on the candidates with the lowest dissimilarity score. For a discussion
CancelCapture Cancel a pending capture
Function Description
StartStreaming Put the reader into streaming mode. In this mode, the application must call
GetStreamImage() to acquire images from the stream.
GetStreamImage Capture a fingerprint image from the streaming data.
After this function returns, the reader remains in streaming mode.
Frame selection, scoring and other image processing are not performed by this
function.
StopStreaming End streaming mode

U.are.U SDK - Developer Guide 32
The JAVA API
of setting the threshold as well as the statistical validity of the dissimilarity score and error rates, consult NIST
Fingerprint Image Quality (NFIQ) on page 14.
Compare() takes two single views from two FMDs and returns a dissimilarity score indicating the quality of the
match.
The majority of applications should use the Identify method to implement both identification and verification.
However, in a few special cases, e.g., using multi-modal biometrics, or doing statistical risk assessment, the Compare
method allows you to compare two FMVs to determine their actual degree of dissimilarity. This is useful for accuracy
testing and diagnostics and is not intended to be used in final applications for actual fingerprint recognition. The
Compare method returns a dissimilarity score with values:
• 0 = fingerprints are NOT dissimilar (i.e., they MATCH perfectly).
•maxint (#7FFFFFFF or 2147483647) = fingerprints are completely dissimilar (i.e., DO NOT match).
• Values close to 0 indicate very close matches, values closer to maxint indicate very poor matches.
The table below shows the relationship between the scores returned from Compare and the false match error rates
observed in our test. The dissimilarity score distribution is estimated based on our internal testing, and may not be
representative of the actual rate that will be observed in deployment.
Enrollment
CreateEnrollmentFmd() creates and returns an enrollment FMD. It takes as input a reference to an object of
type EnrollmentCallback. The client must implement EnrollmentCallback.GetFmd(). This method
acquires and returns an FMD to add to the enrollment. The engine calls EnrollmentCallback.GetFmd() as
many times as needed in order to create an enrollment FMD.
Normally, the client application will implement EnrollmentCallback.GetFmd() to provide the onscreen UI
to capture fingerprints from the reader, extract features using CreateFmd(), and return an enrollment FMD. If the
user wants to cancel the enrollment, EnrollmentCallback.GetFmd() should return null.
Dissimilarity Score False Match Rate
2147483 .1%
214748 .01%
21474 .001%
2147 .0001%
Function Description
Compare Compare two FMDs; supported formats are: Gold SDK, One Touch SDK, ANSI
and ISO.
Identify Identify an FMD: given an array of FMDs, this function returns an array of candi-
dates that match the original fingerprint (an FMV within an FMD) within the
threshold of error. Supported formats are: Gold SDK, One Touch SDK, ANSI and
ISO.

U.are.U SDK - Developer Guide 33
The JavaScript API
THIS CHAPTER DESCRIBES HOW TO USE THE JAVASCRIPT API.
The JavaScript API, and an included JavaScript-based sample application, are provided as part of the U.are.U for
Windows SDK 3.0 and above.
The API provides web-based capture of fingerprints on the Windows platform through the following browsers:
Internet Explorer, Microsoft Edge, Google Chrome or Mozilla Firefox. Note that it provides capture only, and does not
provide authentication or identification.
This chapter provides a complete description of the methods, events and enumerations of the JavaScript API. For
details on installation, setting up the JavaScript development environment, and using the sample application, consult
the U.are.U SDK Windows Platform Guide (version 3.0 or later).
Overview
The JavaScript API allows web applications to conveniently and securely acquire fingerprint data from a supported
fingerprint reader connected to the user's device. The API allows software developers to:
• Enumerate fingerprint readers
• Select a fingerprint reader to be used with fingerprint capture
• Get the characteristics of a fingerprint reader
• Start fingerprint capture using a selected fingerprint reader
• Stop fingerprint capture
• Receive captured fingerprints in the following formats: PNG image, WSQ, Intermediate and Raw.
• Receive activity notifications from the fingerprint reader
• Receive an indication of the quality of the fingerprint capture
• Monitor device connection and disconnection
Using the fingerprint library
The Fingerprint Library consists of two JavaScript files, referenced through use of the HTML <script> tag. In the
example below, the ECMAScript 6 shim is also included.
<script src="es6-shim.js"></script>
<script src=" websdk.client.bundle.min.js"></script>
<script src=" fingerprint.sdk.min.js"></script>
All the functionality of the Fingerprint Library is accessed with the Fingerprint.WebApi object. You create an instance
of Fingerprint.WebApi as shown below.
this.sdk = new Fingerprint.WebApi;
Fingerprint.WebApi methods
The table below lists all of the Fingerpirnt.WebApi methods.
Method Description
enumerateDevices()
Returns the list of fingerprint reader identifiers.
getDeviceInfo()
Returns information about a fingerprint reader.
startAcquisition()
Starts fingerprint capture.
stopAcquisition
Stops fingerprint capture.

U.are.U SDK - Developer Guide 34
The JavaScript API
Each method returns an ECMAScript 6 Promise object. The fulfillment handler receives the result of the method, if
any, and the rejection handler receives an instance of the standard Error object.
enumerateDevices()
The enumerateDevices() method returns the list of identifiers for all fingerprint readers connected to the computer.
TypeScript declaration
enumerateDevices(): Promise<string[]>;
Parameters - None
Returns
Returns an ES6 promise, which gets fulfilled if the list of the readers is received successfully, or rejected otherwise.
The fulfillment handler receives an array of strings, each string contains the unique identifier of each reader.
Code Snippet - The following code will print out device UIDs for all connected fingerprint readers.
var FingerprintSdkTest = (function () {
function FingerprintSdkTest() {
this.sdk = new Fingerprint.WebApi;
}
FingerprintSdkTest.prototype.getDeviceList = function () {
return this.sdk.enumerateDevices();
};
return FingerprintSdkTest;
})();
window.onload = function () {
test = new FingerprintSdkTest();
var allReaders = test.getDeviceList();
allReaders.then(function (sucessObj) {
for (i=0;i<sucessObj.length;i++){
console.log(sucessObj[i]);
}
}, function (error){
console.log(error.message);
});
}
getDeviceInfo()
The getDeviceInfo() method returns information about a connected fingerprint reader.
TypeScript declaration
getDeviceInfo(deviceUid: string): Promise<DeviceInfo>;
Parameter
Returns
Returns an ES6 promise, which gets fulfilled if the information about the reader is received successfully, or rejected
otherwise. The fulfillment handler receives an instance of the DeviceInfo object, which will be described below.
Parameter Description
deviceUid
Required. The unique identifier of the fingerprint reader.

U.are.U SDK - Developer Guide 35
The JavaScript API
DeviceInfo
The DeviceInfo object contains information about the fingerprint reader.
Code Snippet
The following code will print out device information for all connected fingerprint readers (enumerated devices).
var FingerprintSdkTest = (function () {
function FingerprintSdkTest() {
this.sdk = new Fingerprint.WebApi;
}
FingerprintSdkTest.prototype.getDeviceList = function () {
return this.sdk.enumerateDevices();
};
FingerprintSdkTest.prototype.getDeviceInfoWithID = function (uid) {
var _instance = this;
return this.sdk.getDeviceInfo(uid);
};
return FingerprintSdkTest;
})();
window.onload = function () {
test = new FingerprintSdkTest();
var allReaders = test.getDeviceList();
allReaders.then(function (sucessObj) {
for (i=0;i<sucessObj.length;i++){
printDeviceInfo(sucessObj[i]);
}
}, function (error){
console.log(error.message);
});
}
function printDeviceInfo(uid){
var myDeviceVal = test.getDeviceInfoWithID(uid);
myDeviceVal.then(function (sucessObj) {
console.log(sucessObj.DeviceID); //A string containing the unique
identifier of the fingerprint reader.
console.log(Fingerprint.DeviceTechnology[sucessObj.eDeviceTech]); // One of
the DeviceUidType enumeration values that specifies the type of the unique identifier
of the fingerprint reader.
Parameter Description
deviceID
A string containing the unique identifier of the fingerprint reader.
eUidType
One of the DeviceUidType enumeration values that specifies the type of the unique
identifier of the fingerprint reader.
eDeviceModality
One of the DeviceModality enumeration values that specifies the capture process used by
the fingerprint reader.
eDeviceTech
One of the DeviceTechnology enumeration values that specifies the fingerprint reader
technology.

U.are.U SDK - Developer Guide 36
The JavaScript API
console.log(Fingerprint.DeviceModality[sucessObj.eDeviceModality]); // One
of the DeviceModality enumeration values that specifies the capture process used by the
fingerprint reader.
console.log(Fingerprint.DeviceUidType[sucessObj.eUidType]); // One of the
DeviceTechnology enumeration values that specifies the fingerprint reader technology.
}, function (error){
console.log(error.message);
});
}
StartAcquisition()
The startAcquisition() method starts fingerprint capture on the client computer.
TypeScript declaration
startAcquisition(sampleFormat: SampleFormat, deviceUid?: string): Promise<void>;
Returns
Returns an ES6 promise, which gets fulfilled if the fingerprint capture operation is started successfully, or rejected
otherwise.
Code Snippet - The following code will start capture mode.
var FingerprintSdkTest = (function () {
function FingerprintSdkTest() {
this.sdk = new Fingerprint.WebApi;
}
FingerprintSdkTest.prototype.startCapture = function () {
this.sdk.startAcquisition(Fingerprint.SampleFormat.PngImage).then(function () {
console.log("You can start capturing !!!");
}, function (error) {
console.log(error.message);
});
};
return FingerprintSdkTest;
})();
window.onload = function () {
test = new FingerprintSdkTest();
test.startCapture();
}
Parameter Description
sampleFormat
Required. One of the SampleFormat enumeration values that specifies the format of
fingerprint data to be returned.
deviceUid
Optional. The unique identifier of the fingerprint reader. If not specified, the capture is
performed on all available fingerprint readers.

U.are.U SDK - Developer Guide 37
The JavaScript API
stopAcquisition
The stopAcquisition() method stops the previously started fingerprint capture on the client computer.
TypeScript declaration
stopAcquisition(deviceUid?: string): Promise<void>;
Returns an ES6 promise, which gets fulfilled if the fingerprint capture operation is stopped successfully, or rejected
otherwise.
Code Snippet - The following code will stop capture mode.
var FingerprintSdkTest = (function () {
function FingerprintSdkTest() {
this.sdk = new Fingerprint.WebApi;
}
FingerprintSdkTest.prototype.stopCapture = function () {
this.sdk.stopAcquisition().then(function () {
console.log("Capturing stopped !!!");
}, function (error) {
showMessage(error.message);
});
};
return FingerprintSdkTest;
})();
window.onload = function () {
test = new FingerprintSdkTest();
test.stopCapture();
}
Fingeprint.WebApi events
The table below lists the Fingerprint.WebApi events.
Parameter Description
deviceUid
Optional. The unique identifier of the fingerprint reader. If not specified, the capture on
all available fingerprint readers will be stopped.
Parameter Description
DeviceConnected
A fingerprint reader is connected to the client computer.
DeviceDisconnected
A fingerprint reader is disconnected from the client computer.
SamplesAcquired
Fingerprint data has been captured.
QualityReported
Fingerprint image quality data has been reported.
ErrorOccurred
An error occurred during fingerprint capture.
CommunicationFailed
An error occurred during communication with the U.are.U SDK

U.are.U SDK - Developer Guide 38
The JavaScript API
DeviceConnected
The DeviceConnected event is fired when a fingerprint reader is connected to the client computer.
DeviceDisconnected
The DeviceDisconnected event is fired when a fingerprint reader is disconnected from the client computer.
SamplesAcquired
The SamplesAcquired event is fired when fingerprint data is captured.
QualityReported
The QualityReported event is fired when fingerprint quality advice is reported.
ErrorOccured
The ErrorOccured event is fired when an error occurred during fingerprint capture.
CommunicationFailed
The CommunicationFailed event is fired when an error occurred during communication with the U.are.U SDK.
Properties - None.
Remarks
The CommunicationFailed event usually indicates that the required U.are.U SDK components are not running on the
client computer. Typically, the end-user of your application should be given instructions on installing the required
software.
Property Description
deviceUid
A string containing the unique identifier of the fingerprint reader.
Property Description
deviceUid
A string containing the unique identifier of the fingerprint reader.
Property Description
deviceUid
A string containing the unique identifier of the fingerprint reader.
SampleFormat
One of the SampleFormat enumeration values that specifies the format of the returned
fingerprint data.
samples
A string containing a serialized JSON array of fingerprint samples. This string can be
base64url encoded and passed directly to the Altus Web server components (aka Altus
Confirm) authentication service as the fingerprint credential.
Property Description
deviceUid
A string containing the unique identifier of the fingerprint reader.
quality
One of the QualityCode enumeration values that specifies advice regarding the quality of
the scanned fingerprint image.
Property Description
deviceUid
A string containing the unique identifier of the fingerprint reader.
error
A number containing the HRESULT error code.

U.are.U SDK - Developer Guide 39
The JavaScript API
Enumerations
DeviceUidType
The DeviceUidType enumeration lists types of unique identifiers for fingerprint readers.
enum DeviceUidType {
Persistent = 0,
Volatile = 1,
}
DeviceModality
The DeviceModality enumeration lists possible types of fingerprint readers relating to their capture process.
enum DeviceModality {
Unknown = 0,
Swipe = 1,
Area = 2,
AreaMultifinger = 3,
}
DeviceTechnology
The DeviceTechnology enumeration lists types of fingerprint reader technologies.
enum DeviceTechnology {
Unknown = 0,
Optical = 1,
Capacitive = 2,
Thermal = 3,
Pressure = 4,
}
SampleFormat
The SampleFormat enumeration lists formats of fingerprint data supported by the SDK. See page 40 for descriptions
and JSON representation of each format.
enum SampleFormat {
Raw = 1,
Intermediate = 2,
Compressed = 3,
PngImage = 5,
}
QualityCode
The QualityCode enumeration lists possible responses relating to the quality of the scanned fingerprint image.
enum QualityCode {
Good = 0,
NoImage = 1,
TooLight = 2,
TooDark = 3,
TooNoisy = 4,
LowContrast = 5,

U.are.U SDK - Developer Guide 40
The JavaScript API
NotEnoughFeatures = 6,
NotCentered = 7,
NotAFinger = 8,
TooHigh = 9,
TooLow = 10,
TooLeft = 11,
TooRight = 12,
TooStrange = 13,
TooFast = 14,
TooSkewed = 15,
TooShort = 16,
TooSlow = 17,
ReverseMotion = 18,
PressureTooHard = 19,
PressureTooLight = 20,
WetFinger = 21,
FakeFinger = 22,
TooSmall = 23,
RotatedTooMuch = 24,
}
Sample Format details
Fingerprint data can be exported in one of the following formats.
•Raw - Data format is a raw (unprocessed) biometric sample, also referred to as a Fingerprint Image in most
biometric documentation.
•Intermediate - Data format is a partially processed biometric sample, also referred to as a Feature Set in most
biometric documentation.
•Compressed - Data format is a fully processed and compressed (WSQ) biometric sample, also referred to as a
Fingerprint Template in most biometric documentation.
•PNGImage - Data format is a .PNG image file.
JSON representations of each of the supported export formats are shown below.
Raw
{
deviceUid:"30323030-3661-6533-3764-393600000000"
sampleFormat:1
samples:"[{
"Data":"{
"Compression":0,
"Data":"8PDw88PDw8PDw8PDw8PDw8PA",
// Base64url encoded image
"Format":{
"iHeight":403,
"iWidth":200,
"iXdpi":508,
"iYdpi":508,
"uBPP":8,

U.are.U SDK - Developer Guide 41
The JavaScript API
"uDataType":1,
"uImageType":2,
"uPadding":2,
"uPlanes":1,
"uPolarity":2,
"uRGBcolorRepresentation":0,
"uSignificantBpp":8
},
"Header":{
"DeviceId":1407938095516745728,
"DeviceType":49264417346420736,
"iDataAcquisitionProgress":100,
"uDataType":1
},
"Version":1
}",
"Header":{
"Encryption":0,
"Factor":8,
"Format":{
"FormatID":0,
"FormatOwner":51
},
"Purpose":0,
"Quality":-1,
"Type":1},
"Version":1
}]"
type:"SamplesAcquired"
}
Intermediate
{
deviceUid:"30323030-3661-6533-3764-393600000000"
sampleFormat:2
samples:"[{
"Data":"eyJ0eXAiOiJKV1QiLA0KICJhbGciOiJIUzI1NiJ9",
//Base64url encoded Feature Set
"Header":{
"Encryption":0,
"Factor":8,
"Format":{
"FormatID":0,
"FormatOwner":51
},
"Purpose":0,
//0 - DP_PURPOSE_ANY, meaning "Data" field is
//equivalent to DP_PRE_REG/DP_VERIFICATION FMD and
//can be used for both fingerprint enrollment or
//fingerprint verification/identification purposes.
"Quality":-1,

U.are.U SDK - Developer Guide 42
The JavaScript API
"Type":2
},
"Version":1
}]"
type:"SamplesAcquired"
}
Compressed (WSQ)
{
deviceUid:"30323030-3661-6533-3764-393600000000"
sampleFormat:3
samples:"[{
"Data":"{
"Compression":2,
"Data":"_6DqAB6TklTPFHxflOj0_6E",
// Base64url encoded image
"Format":{
"iHeight":403,
"iWidth":200,
"iXdpi":508,
"iYdpi":508,
"uBPP":8,
"uDataType":1,
"uImageType":2,
"uPadding":2,
"uPlanes":1,
"uPolarity":2,
"uRGBcolorRepresentation":0,
"uSignificantBpp":8},
"Header":{
"DeviceId":1407938095516745728,
"DeviceType":49264417346420736,
"iDataAcquisitionProgress":100,
"uDataType":1
},
"Version":1
}",
"Header":{
"Encryption":0,
"Factor":8,
"Format":{
"FormatID":0,
"FormatOwner":51
},
"Purpose":0,
"Quality":-1,
"Type":1
},
"Version":1
}]"
type:"SamplesAcquired"

U.are.U SDK - Developer Guide 43
The JavaScript API
}
PNG
{
deviceUid:"30323030-3661-6533-3764-393600000000"
sampleFormat:5
samples:"[" sc7ZGpUWzaqVwDQ0e3qjwEjX7evPn_8PNES8Q6co2hUAAAAASUVORK5CYII"]"
// Base64url encoded image
type:"SamplesAcquired"
}

U.are.U SDK - Developer Guide 44
The .NET API
THIS CHAPTER DESCRIBES HOW TO USE THE .NET API.
The .NET API is built as a wrapper to the C/C++ APIs for use on the Windows platform. This chapter provides an
overview of the API. For details of using the API on a specific reader platform, consult the corresponding Platform
Guide.
The .NET API is considerably simpler to use than the C/C++ APIs and therefore generally results in:
• Easier data management
• Easier enrollment
• Faster development
The .NET API also implements additional features:
• Serialization
• Pre-built GUI controls for enrollment and identification to quickly get you started
Importing the U.are.U .NET package
The U.are.U .NET library classes are aggregated into the following class libraries:
•DP .NET API - for capturing and comparing fingerprints
•DP .NET Controls - simple interface for enrollment and identification, based on OneTouch interface
Getting Detailed Documentation
This chapter provides an overview of the main methods in the .NET API. For a complete description of method
parameters, the Doxygen documentation for the .NET libraries is provided. Consult the platform guide for details of
where the Doxygen files are located.
Using the Package
Main Access Points
•To acquire a reference to ReaderCollection use the
GetReaders()
method. To destroy
ReaderCollection
,
(release all system resources associated with readers and make readers available for other processes) use the
Dispose()
method.
•To acquire a reference(s) to individual readers, use the
ReaderCollection
object, which is a collection of
objects of type
Reader
.
•To work with the FingerJet Engine, instantiate one of the classes:
Comparison
,
Importer,
FeatureExtraction
or
Enrollment
. For example, to start enrolling fingerprints using the FingerJet engine,
call the static method,
Enrollment.CreateEnrollmentFmd().
This method takes as input an enumeration
that specifies the format the enrollment template should be in, e.g., ANSI or ISO. This method also takes an
IEnumerable<Fmd>
object. See IEnumerables in the .NET Wrapper on page 45 for more information on
IEnumerable<Fmd>.
SDKException
The
SDKException
class describes exceptions specific to the U.are.U SDK.

U.are.U SDK - Developer Guide 45
The .NET API
Serialization
The .NET API provides the ability to convert an FMD or FID into a format that can be read serially. Serialization
allows you to easily transmit and store data as byte strings, streams or XML. This allows you to transmit the data or
save it to standard file systems. The XML format can be used within HTML for building browser-based applications.
To return the data to its original format, deserialization is also provided.
Note that serialized FMDs and FIDs include the version number of the .NET wrapper was used for the serialization. If
you attempt to deserialize with an older version of the wrapper, the results may not be correct. So when deserializing,
the .NET wrapper will throw an SDKException if the serialization was done using a later version of the wrapper.
Serialization in the .NET Wrapper occurs using the default
System.Xml.Serialization.XmlSerializer
. The
name of the root element of the generated XML is the same as the object type. Each public member of the object is
represented as an XML element. Raw byte data is encoded as a Base-64 string by
XmlSerializer
.
Deserialization uses the same
XmlSerializer
. The XML that was serialized is fed into
XmlSerializer
where the
elements with values become object members with values of the same name as the element.
IEnumerables in the .NET Wrapper
The .NET wrapper uses the IEnumerable<T> interface (as specified here: http://msdn.microsoft.com/en-us/library/
9eekhta0.aspx). An IEnumerable<T> is a data structure of type T that can be iterated through. An array is one example
of IEnumerable<T>, because it can be iterated, or looped through.
An advantage of IEnumerable is that many different data structures can be used instead of requiring a very specific
type of data structure, such as a 1-dimensional array of type T.
Perhaps the most important advantage of IEnumerables is that whatever is responsible for sending an IEnumerable to a
method may use special semantics such as '
yield return
' to return only a single item at a time. This helps
performance, and also helps programmers simplify their code by allowing .NET wrapper methods to pull only what is
necessary for the operation.
For example,
Enrollment.CreateEnrollmentFmd(IEnumerable<Fmd>)
can iterate through a user’s FMDs until
enough data is captured and then create an enrollment FMD, as opposed to having more data than is necessary. Each
iteration can cause a capture workflow to occur which causes ‘
yield return
’ to return a single item to Enrollment.
NOTE: The
yield return
feature of IEnumerable is available in C# but NOT in VB.NET.
For more information on IEnumerable<T>, consult the Microsoft documentation pages listed below.
Working with Readers
Readers are accessed through the
ReaderCollection
object, which is of type
IEnumerable<Reader>
.
Each attached reader is represented with a
Reader
object. The
Reader
interface allows:
• Querying reader description and capabilities,
• Acquiring status of the reader,
• Capturing fingerprints,
• Starting and stopping image stream, and
• Resetting and calibrating the reader.
To acquire a reader, call
ReaderCollection.GetReaders()
which returns the attached readers. Iterate through
this list to look at the description object for the desired reader. Once finished with all of the
Reader
objects in the
ReaderCollection
, ensure that you call the
Dispose()
method to un-instantiate the
ReaderCollection
object
and release system resources.
Topic Microsoft Documentation
IEnumerable<T> http://msdn.microsoft.com/en-us/library/9eekhta0.aspx
Yield http://msdn.microsoft.com/en-us/library/9k7k7cf0(v=vs.80).aspx

U.are.U SDK - Developer Guide 46
The .NET API
The UML diagrams below show the
ReaderCollection
and
Reader
classes.

U.are.U SDK - Developer Guide 47
The .NET API
The main methods for managing reader hardware in the
Reader
class are:
Capturing Fingerprints
The
Capture
function captures a fingerprint image for
• Enrollment (as part of the process described on page 12)
• Identifying users with
Identify
• Verifying a specific user identity with
Compare
The primary fingerprint capture methods are:
Streaming Fingerprints
Not all readers support streaming mode. To determine if a specific reader supports this feature, check the value of the
reader property
CanStream
.
The streaming methods are:
Function Description
Open Open a device and return the device capabilities. This method establishes an exclusive
link to the device; no other processes will be able to use the device until you close it.
The application must open the device before use.
GetStatus Get the status for a device. You would normally check the device status between
captures to ensure that the device is functioning and there are no error conditions.
Returns an object of type
ReaderStatus
which describes the current status of the
reader.
Calibrate Calibrate a device. Some devices are self-calibrating. Ambient light or temperature can
affect calibration, for some devices. Calibration can take several seconds.
Reset Do a hardware reset on the reader. Hardware resets are typically needed only after a
hardware problem (e.g., the device is unplugged or receives an electrostatic shock).
Hardware resets typically only take a few milliseconds.
Dispose Close device, release memory, remove child objects.
Function Description
Capture Captures a fingerprint image from the open reader. This function signals the
reader that a fingerprint is expected, and blocks until a fingerprint is received,
capture fails or the reader times out.
CancelCapture Cancel a pending capture
Function Description
StartStreaming Put the reader into streaming mode. In this mode, the application must call
Get-
StreamImage()
to acquire images from the stream.
GetStreamImage Capture a fingerprint image from the streaming data.
After this function returns, the reader remains in streaming mode.
Frame selection, scoring and other image processing are not performed by this
function.
StopStreaming End streaming mode

U.are.U SDK - Developer Guide 48
The .NET API
Managing Fingerprint Data
The .NET API implements fingerprint data as shown in the UML diagram below and on the next page.
In addition to the usual methods for working with data, this class includes the methods below for serializing and
deserializing (as described in Importing the U.are.U .NET package on page 44.
Function Description
SerializeXml Static method which serializes FMDs and FIDs into an XML string. Note that raw
data is encoded as base-64.
DeserializeXml Static method which deserializes XML-encoded FMDs and FIDs back into a
U.are.U FMD or FID data structure.

U.are.U SDK - Developer Guide 49
The .NET API
Analyzing and Managing Fingerprints (FingerJet Engine)
The FingerJet Engine interfaces provide functionality to
• Extract fingerprint features (create FMDs),
• Identify and compare FMDs, and
• Create enrollment FMDs.
Refer to Understanding the Data Flow on page 11 for a description of enrollment and comparison terminology and data
flow.
The Classes for working with data (including identify and verify) are:
The UML diagram below provides more detail.
Function Description
Comparison This class allows you to perform:
• Verification
• Identification
Enrollment To enroll a user, you must call:
CreateEnrollmentFMD
Enrollment is implemented as a static class -- you can provide an
IEnumera-
ble<Fmd>
or a function that returns such.
Importer The U.are.U SDK supports multiple formats for FMDs and FIDs. You can import
any supported format.
FeatureExtraction Extract features from an FID or raw image.

U.are.U SDK - Developer Guide 50
The .NET API
Creating FMDs from images
The
CreateFmdFromFid()
method can be used in two ways:
1. Extract fingerprint minutiae from a raw image and create an FMD.
2. Extract fingerprint minutiae from an FID and create an FMD.
The following limitations are applied to the raw images and FIDs:
• 8 bits per pixel
• no padding
• square pixels (horizontal and vertical dpi are the same)
The size of the resulting FMD will vary depending on the minutiae in a specific fingerprint.
Comparing Fingerprints
Identify()
identifies a single FMD against an array of FMDs. This function takes as inputs:
• A single view in an FMD
• An array of FMDs (each FMD can contain up to 16 views) to compare
• The desired number of candidates to return
• The threshold for False Positive Identification Rate (FPIR) that is permitted
and returns matches as an array of integer pairs which provide the finger index and view index of each match.
Each time a view has a score lower than the threshold FPIR, that view is marked as a possible candidate. Then when all
possible candidates are identified (i.e., they meet the threshold), they are ranked by their score. Finally, the function
returns as many candidates as requested, based on the candidates with the lowest dissimilarity score. For a discussion
of setting the threshold as well as the statistical validity of the dissimilarity score and error rates, consult NIST
Fingerprint Image Quality (NFIQ) on page 14.
Compare()
takes two single views from two FMDs and returns a dissimilarity score indicating the quality of the
match.
The majority of applications should use the
Identify
method to implement both identification and verification.
However, in a few special cases, e.g., using multi-modal biometrics, or doing statistical risk assessment, the
Compare
method allows you to compare two FMVs to determine their actual degree of dissimilarity. This is useful for accuracy
testing and diagnostics and is not intended to be used in final applications for actual fingerprint recognition. The
Compare
method returns a dissimilarity score with values:
• 0 = fingerprints are NOT dissimilar (i.e., they MATCH perfectly).
•
maxint
(#7FFFFFFF or 2147483647) = fingerprints are completely dissimilar (i.e., DO NOT match).
• Values close to 0 indicate very close matches, values closer to
maxint
indicate very poor matches.
The table below shows the relationship between the scores returned from
Compare
and the false match error rates
observed in our test. The dissimilarity score distribution is estimated based on our internal testing, and may not be
representative of the actual rate that will be observed in deployment.
Dissimilarity Score False Match Rate
2147483 .1%
214748 .01%
21474 .001%
2147 .0001%

U.are.U SDK - Developer Guide 51
The .NET API
Enrollment
CreateEnrollmentFmd()
creates and returns an enrollment FMD. The method takes as input an enumeration which
defines which format to use, e.g., ANSI or ISO. This method also takes as input an
IEnumerable<Fmd>
object type.
See IEnumerables in the .NET Wrapper on page 45 for a brief description. As
IEnumerable<Fmd>
pertains to Enrollment,
you may either send an array of FMDs to
CreateEnrollmentFmd()
because simple arrays satisfy the
IEnumerable<Fmd>
interface. You may also send a method which returns
IEnumerable<Fmd>
. Here is an example
that uses an
IEnumerable<Fmd>
method. To keep the example simple, error checking is removed:
// Create an enrollment Fmd.
DataResult<Fmd> enrollmentResult = Enrollment.CreateEnrollmentFmd(
Constants.Formats.Fmd.ANSI,
CaptureExtractFmd()
);
Here is a function which captures and extracts an FMD, then returns
IEnumerable<Fmd>
: (the full version of this
code is in the code sample)
// Capture and extract an FMD and return as IEnumerable<Fmd>.
private IEnumerable<Fmd> CaptureAndExtractFmd()
{
while (true)
{
// !!! Get Status and ensure that status is DP_STATUS_READY before continuing
// Capture a fingerprint.
CaptureResult captureResult = m_reader.Capture(
Constants.Formats.Fid.ANSI,
Constants.CaptureProcessing.DP_IMG_PROC_DEFAULT,
/* Default processing used. */
-1,
/* No timeout. */
reader.Capabilities.Resolutions[0]
/* A resolution that is available to reader. */
);
// !!! Check for errors, use ‘yield return null; or break;’ to stop.
yield return convertResult.Data;
}
}
Function Description
Compare Compare two FMDs; supported formats are: Gold SDK, One Touch SDK, ANSI
and ISO.
Identify Identify an FMD: given an array of FMDs, this function returns an array of candi-
dates that match the original fingerprint (an FMV within an FMD) within the
threshold of error. Supported formats are: Gold SDK, One Touch SDK, ANSI and
ISO.

U.are.U SDK - Developer Guide 52
The .NET API
In VB.NET, the
IEnumerable<T>
class does not exist. The recommended method to enroll FMDs using VB.NET is
to send
CreateEnrollmentFmd()
four captured FMDs in an array. If four FMDs are not enough, add a fifth captured
and converted FMD to the array and send to
CreateEnrollmentFMD()
, and so on until an FMD is created.
Common Data Structures for Results
The following classes are used when data is returned as a result of a U.are.U .NET operation.

U.are.U SDK - Developer Guide 53
The .NET API
Pre-Built Controls for Enrollment and Identification
In addition to the basic API, the SDK contains two pre-built controls that allow you to quickly add enrollment or
identification into your application. These controls provide the same functionality as the DigitalPersona One Touch
products.

U.are.U SDK - Developer Guide 54
ActiveX
THIS CHAPTER PROVIDES AN OVERVIEW OF THE API. FOR DETAILS OF USING THE API ON WINDOWS-BASED
READERS, CONSULT THE U.ARE.U SDK PLATFORM GUIDE FOR WINDOWS.
The ActiveX API and controls are built as a wrapper to the C/C++ APIs, and is available for the Windows platform.
This chapter provides an overview of the API. For details of using the API on Windows-based readers, consult the
U.are.U SDK Platform Guide for Windows.
Note that ActiveX is a Microsoft technology and is not supported on Mozilla Firefox and Google Chrome.
Importing the U.are.U ActiveX package
The U.are.U ActiveX library classes are aggregated into two DLLs:
•DPXUru.dll – ActiveX API library
•DPCtlXUru.dll – ActiveX GUI controls
Getting Detailed Documentation
This chapter provides an overview of the main methods in the ActiveX API. For a complete description of method
parameters, the Doxygen documentation for the ActiveX libraries is provided. Consult the platform guide for details of
where the Doxygen files are located.
Using the Package
Main Access Points
The main access point to the U.are.U ActiveX library is the XReaderCollection class.
•To acquire a reference to XReaderCollection use the GetReaders() method. To destroy
XReaderCollection, (release all system resources associated with readers and make readers available for
other processes) use the Dispose() method.
•To acquire a reference(s) to individual readers, use the XReaderCollection object, which is a collection
of objects of type XReader.
•To work with the FingerJet Engine, instantiate one of the classes: XComparison, XImporter,
XFeatureExtraction or XEnrollment. For example, to start enrolling fingerprints using the FingerJet
engine, call the static method, Enrollment.CreateEnrollmentFmd(). This method takes as input an
enumeration that specifies the format the enrollment template should be in, e.g., ANSI or ISO. This method also
takes an IEnumerable<Fmd> object. See IEnumerables in the .NET Wrapper on page 45 for more information
on IEnumerable<Fmd>.
SDKException
The SDKException class describes exceptions specific to the U.are.U SDK.
Serialization
The ActiveX API provides the ability to convert an FMD or FID into a format that can be read serially. Serialization
allows you to easily transmit and store data as byte strings, streams or XML. This allows you to transmit the data or
save it to standard file systems. The XML format can be used within HTML for building browser-based applications.
To return the data to its original format, deserialization is also provided.

U.are.U SDK - Developer Guide 55
ActiveX
Note that serialized FMDs and FIDs include the version number of the ActiveX API that was used for the serialization.
If you attempt to deserialize with an older version of the API, the results may not be correct, so when deserializing, the
API will throw an SDKException if the serialization was done using a later version of the wrapper.
Serialization in the API occurs using the default System.Xml.Serialization.XmlSerializer. The name
of the root element of the generated XML is the same as the object type. Each public member of the object is
represented as an XML element. Raw byte data is encoded as a Base-64 string by XmlSerializer.
Deserialization also uses XmlSerializer. The XML that was serialized is fed into XmlSerializer where the
elements with values become object members with values of the same name as the element.
Working with Readers
Readers are accessed through the XReaderCollection object, which is a collection of XReader objects.
Each attached reader is represented with a XReader object. The XReader interface allows:
• Querying reader description and capabilities,
• Acquiring status of the reader,
• Capturing fingerprints,
• Starting and stopping image stream, and
• Resetting and calibrating the reader.
To acquire a reader, first instantiate a XReaderCollection object and call
XReaderCollection.GetReaders() which returns the attached readers. Iterate through this list to look at the
description object for the desired reader. Once finished with all of the XReader objects in the
XReaderCollection, ensure that you call the Dispose() method to destroy the XReaderCollection
object and release system resources.
A Note About Internet Explorer and Process Merging
By default, Internet Explorer merges browser processes where it can, beginning with IE8. If your application is open in
more than one browser window, users may experience erroneous behavior when your application calls
XReader.Dispose() from one window.
To prevent this, users can use the File > New Session command to open a new window that does not merge processes
with existing windows. You can also prevent IE from merging processes by using the -nomerge command line option
when launching IE OR change the registry setting of HKEY_CURRENT _USER\Software\Microsoft\
Internet Explorer\Main to set SessionMerging to 0. Note however that these options will affect Internet
Explorer/s efficiency and startup time.

U.are.U SDK - Developer Guide 56
ActiveX
Class Diagrams
The UML diagrams below show the XReaderCollection and XReader classes.

U.are.U SDK - Developer Guide 57
ActiveX
The main reader hardware management methods in the XReader class are:
Function Description
Open Open a device and return the device capabilities. This method establishes an
exclusive link to the device; no other processes will be able to use the device
until you close it. The application must open the device before use.
GetStatus Get the status for a device. You would normally check the device status before
captures to ensure that the device is functioning and there are no error
conditions.
Returns an object of type ReaderStatus which describes the current status
of the reader.
Calibrate Calibrate a device. Some devices are self-calibrating. Ambient light or
temperature can affect calibration, for some devices. Calibration can take
several seconds.
Reset Do a hardware reset on the reader. Hardware resets are typically needed only
after a hardware problem (e.g., the device is unplugged or receives an
electrostatic shock). Hardware resets typically only take a few milliseconds.
Dispose Close device, release memory, remove child objects.

U.are.U SDK - Developer Guide 58
ActiveX
Capturing Fingerprints
The Capture function of the XReader class captures a fingerprint image for
• Enrollment (as part of the process described on page 12)
• Identifying users with Identify
• Verifying a specific user identity with Compare
The primary fingerprint capture methods are:
Streaming Fingerprints
Not all readers support streaming mode. To determine if a specific reader supports this feature, check the value of the
XReader property CanStream.
The streaming methods in XReader are:
Function Description
Capture Captures a fingerprint image from the open reader. This function signals the
reader that a fingerprint is expected, and blocks until a fingerprint is received,
capture fails or the reader times out.
CancelCapture Cancel a pending capture
Function Description
StartStreaming Put the reader into streaming mode. In this mode, the application must call
GetStreamImage() to acquire images from the stream.
GetStreamImage Capture a fingerprint image from the streaming data.
After this function returns, the reader remains in streaming mode.
Frame selection, scoring and other image processing are not performed by this
function.
StopStreaming End streaming mode

U.are.U SDK - Developer Guide 59
ActiveX
Managing Fingerprint Data
The ActiveX API implements fingerprint data as shown in the UML diagram below:
In addition to the usual methods for working with data, this class includes the methods below for serializing and
deserializing (as described in Importing the U.are.U .NET package on page 44).
Function Description
SerializeXml Static method which serializes FMDs and FIDs into an XML string. Note that raw
data is encoded as base-64.
DeserializeXml Static method which de-serializes XML-encoded FMDs and FIDs back into a
U.are.U FMD or FID data structure.

U.are.U SDK - Developer Guide 60
ActiveX
Accessing the FingerJet Engine
The FingerJet Engine interfaces provide functionality to
• Extract fingerprint features (create FMDs),
• Identify and compare FMDs, and
• Create enrollment FMDs.
Refer to Understanding the Data Flow on page 11 for a description of enrollment and comparison terminology and data
flow.
The UML diagram below shows the relevant classes:
Creating FMDs from images
The CreateFmdFromFid() method can be used in two ways:
1 Extract fingerprint minutiae from a raw image and create an FMD.
2 Extract fingerprint minutiae from an FID and create an FMD.
The following limitations are applied to the raw images and FIDs:
• 8 bits per pixel
• no padding
• square pixels (horizontal and vertical dpi are the same)
The size of the resulting FMD will vary depending on the minutiae in a specific fingerprint.

U.are.U SDK - Developer Guide 61
ActiveX
Identification and Comparison
Identify() identifies a single FMD against an array of FMDs. This function takes as inputs:
• A single view in an FMD
• An array of FMDs (each FMD can contain up to 16 views) to compare
• The desired number of candidates to return
• The threshold for False Positive Identification Rate (FPIR) that is permitted
and returns matches as an array of integer pairs which provide the finger index and view index of each match.
Each time a view has a score lower than the threshold FPIR, that view is marked as a possible candidate. Then when all
possible candidates are identified (i.e., they meet the threshold), they are ranked by their score. Finally, the function
returns as many candidates as requested, based on the candidates with the lowest dissimilarity score. For a discussion
of setting the threshold as well as the statistical validity of the dissimilarity score and error rates, consult NIST
Fingerprint Image Quality (NFIQ) on page 14.
Compare() takes two single views from two FMDs and returns a dissimilarity score indicating the quality of the
match.
The majority of applications should use the Identify method to implement both identification and verification.
However, in a few special cases, e.g., using multi-modal biometrics, or doing statistical risk assessment, the Compare
method allows you to compare two FMVs to determine their actual degree of dissimilarity. This is useful for accuracy
testing and diagnostics and is not intended to be used in final applications for actual fingerprint recognition. The
Compare method returns a dissimilarity score with values:
• 0 = fingerprints are NOT dissimilar (i.e., they MATCH perfectly).
•maxint (#7FFFFFFF or 2147483647) = fingerprints are completely dissimilar (i.e., DO NOT match).
• Values close to 0 indicate very close matches, values closer to maxint indicate very poor matches.
The table below shows the relationship between the scores returned from Compare and the false match error rates
observed in our test. The dissimilarity score distribution is estimated based on our internal testing, and may not be
representative of the actual rate that will be observed in deployment.
Enrollment
CreateEnrollmentFmd() creates and returns an enrollment FMD. The method takes as input:
• Which format to use, e.g., ANSI or ISO
•An ArrayList object containing the FMDs to enroll
The recommended sequence in which to enroll FMDs is to send CreateEnrollmentFmd() four captured FMDs
in an array. If four FMDs are not enough, you can capture an FID, convert it to an additional FMD, add it to the array
Dissimilarity Score False Match Rate
2147483 .1%
214748 .01%
21474 .001%
2147 .0001%
Function Description
Compare Compare two FMDs; supported formats are: Gold SDK, One Touch SDK, ANSI
and ISO.
Identify Identify an FMD: given an array of FMDs, this function returns an array of
candidates that match the original fingerprint (an FMV within an FMD) within the
threshold of error. Supported formats are: Gold SDK, One Touch SDK, ANSI and
ISO.

U.are.U SDK - Developer Guide 62
ActiveX
and call CreateEnrollmentFMD() again. If CreateEnrollmentFMD(), fails again, you can continue to add
FMDs to the array and call CreateEnrollmentFMD() until an enrollment FMD is created successfully.
Common Data Structures for Results
The following classes are used when data is returned as a result of a U.are.U ActiveX operation.

U.are.U SDK - Developer Guide 63
ActiveX
Pre-Built Controls for Enrollment and Identification
In addition to the basic API, the SDK contains two pre-built controls that allow you to quickly add enrollment or
identification into your application. These controls provide the same functionality as the DigitalPersona One Touch
products.

U.are.U SDK - Developer Guide 64
JavaPOS
THIS CHAPTER DESCRIBES HOW TO USE THE JAVAPOS API.
The U.are.U JavaPOS API is built on the U.are.U Java API. This JavaPOS API is geared for Point of Sale applications
and has the following features:
•Fully compliant with JavaPOS 1.13. The U.are.U JavaPOS API conforms to the specifications for the
Biometrics device category in Chapter 5, “Biometrics,” of the UnifiedPOS Retail Peripheral Architecture, Version
1.13 (July 15, 2009).
The complete UPOS documentation is available at http://www.nrf-arts.org/UnifiedPOS/default.htm.
•Backward compatible with previous DigitalPersona JavaPOS product (U.are.U UPOS for JavaPOS SDK),
with only a few caveats. This new API is the result of merging the previous JavaPOS SDK with the U.are.U SDK:
the internal architecture has been completely rewritten. For users of the previous SDK, the updated SDK means an
upgraded internal architecture for more robust performance -- up to ten times faster for identification. If you are
upgrading an existing application, see Upgrading from U.are.U UPOS for OPOS/JavaPOS on page 20 for more
details.
•In addition to the JavaPOS API, the U.are.U SDK includes a JavaPOS Device Service object, which can be
used with any JavaPOS Device Control for the Biometrics device category.
•Because the JavaPOS API is built as an adjunct to the Java API, applications can use both the JavaPOS
standard operations AND use the U.are.U Java API (described in The JAVA API on page 29). Java methods
can be used to access streaming features or to import data.
Terminology Note
The U.are.U JavaPOS API conforms to the standard terminology used by the 2009 JavaPOS specification, whereas the
other APIs in the U.are.U SDK generally use terminology that matches evolving industry standards. If you are going to
use the U.are.U Java API along with JavaPOS, you need to note that in JavaPOS, the extracted fingerprint data
(template) is stored in a biometric information record (BIR). The templates created through enrollment and capture are
equivalent to Fingerprint Minutiae Data (FMD) records in the other APIs of the U.are.U SDK. Note that JavaPOS
templates include a 10- or 45-byte JavaPOS header in addition to the data itself.
Working with Fingerprint Data in JavaPOS
The U.are.U JavaPOS API provides two types of fingerprint data: raw images and fingerprint templates. The data flow
for JavaPOS applications is the same as described in the topic Understanding the Data Flow on page 11 except that
JavaPOS data has additional JavaPOS headers and JavaPOS does not use the FID/FMD terminology used by U.are.U.
Note that there is no easy method provided in the API for converting data from JavaPOS BIRs to FMDs.
Fingerprint Data for Raw Images (Captures)
Per the JavaPOS specification, raw fingerprint scans (images) are available in the RawSensorData property when
StatusUpdateEvent triggers.
Fingerprint Data for Captures and Enrollment Templates (BIRs)
The U.are.U JavaPOS API now supports four different JavaPOS biometric information record (BIR) formats, as set by
the Algorithm property:

U.are.U SDK - Developer Guide 65
JavaPOS
Identification and verification require that all BIRs be in the same format. Stored enrollment BIRs can be in four
formats:
1 DigitalPersona format (10-byte headers, 45-byte headers or a mixture),
2 ANSI (with 45-byte headers)
3 ISO (with 45-byte headers)
4 JavaPOS 1.x compatible (DigitalPersona format with 10-byte headers).
For example, if the Algorithm property is set to ANSI and you receive ANSI captures, those fingerprints cannot be
matched against templates that are stored in a DigitalPersona format.
The value of the Algorithm property must be set before the device is enabled (i.e., after the device is opened and
claimed, but before it is enabled).
Working with DigitalPersona Record Formats
The format for the new default 45-byte headers is provided in the JavaPOS specifications. The first 10 bytes of the 45-
byte header are the same as the previous 10-byte header except for the header version number.
In both 10-byte and 45-byte headers, the fifth byte specifies the header format:
• The fifth byte is 0x10 for a 10-byte header
• The fifth byte is 0x20 for a 45-byte header
Converting to a Different Data Format
If you wish to convert to a different data format, you must re-enroll users with the new format. There is no way to
convert data between formats.
Function Description
0 Default (Same as 1)
1 DigitalPersona format with 45-byte header that conforms to JavaPOS 1.13 spec.
New captures and enrollments will be done in the DigitalPersona format with 45-
byte headers. Verify and identify will correctly compare with BIRs that have 45-
byte headers, the previous 10-byte headers or a mixture.
2 ANSI INSITS 378-2004. New captures and enrollments will be created in ANSI
format with a 45-byte JavaPOS header. Verify and identify will require that all
BIRs be in ANSI format.
3 ISO/IEC 19794-2:2005. New captures and enrollments will be created in ISO for-
mat with a 45-byte JavaPOS header. Verify and identify will require that all BIRs
be in ISO format.
4 JavaPOS 1.x compatible. This is the previous DigitalPersona format with 10-byte
header. This format was the default (and only) format used in the U.are.U UPOS
for JavaPOS SDK. New captures and enrollments will be created in the DigitalP-
ersona format with 10-byte headers. Verify and identify will correctly compare
with BIRs that have 10-byte headers.

U.are.U SDK - Developer Guide 66
JavaPOS
Getting Device-Specific Information with DirectIOEvent
The DirectIOEvent event is fired by a Service Object to deliver vendor-specific events to the application. The U.are.U
JavaPOS API uses DirectIOEvent events to notify the application about device connection and disconnection and
intermediate events such as finger touch or removal.
Syntax
upos::events::DirectIOEvent
EventNumber: int32 { read-only }
Data: int32 { read-write }
Obj: object { read-write }
Properties
This event contains the following attributes:
EventNumber
Return Values
These constants are defined in the
com.Crossmatch.javapos.services.biometrics.dpfpconstants
class.
Property Type Description
EventNumber int Constants whose specific values are assigned by the Service Object
Data int Not used
Obj object Name of the fingerprint reader
Event Number Description
DP_EVENT_DISCONNECT The fingerprint reader was disconnected.
DP_EVENT_RECONNECT The fingerprint reader was reconnected.
DP_EVENT_FINGER_TOUCHED The fingerprint reader was touched.
DP_EVENT_FINGER_GONE The finger was removed from the fingerprint reader.
DP_EVENT_COMPLETED Capture completed.
DP_EVENT_IMAGE_READY Raw image (from a capture) is available.
DP_EVENT_SAMPLE_QUALITY Information about quality of the sample is available.

U.are.U SDK - Developer Guide 67
JavaPOS
Implementation Notes
The following table provides information about how UPOS and JavaPOS properties, methods, and events are
implemented in the U.are.U JavaPOS API.
Property Type Description
UPOS Common Properties
AutoDisable No This property is initialized to false in the open method. Chang-
ing its value will have no effect.
CapCompareFirmwareVersion Yes This property is initialized to false in the open method since
firmware comparison is not supported.
CapPowerReporting Yes This property is initialized to JPOS_PR_NONE in the open
method since power reporting is not supported.
CapStatisticsReporting Yes This property is initialized to false in the open method since
statistics reporting is not supported.
CapUpdateFirmware Yes This property is initialized to false in the open method since
firmware updating is not supported.
CapUpdateStatistics Yes This property is initialized to false in the open method since
statistics updating is not supported.
CheckHealthText Yes This property is initialized to an empty string in the open
method. It is never modified since device health checking is not
supported.
Claimed Yes
DataCount Yes
DataEventEnabled Yes Has value true when an enroll or capture or verify capture is in
progress.
DeviceEnabled Yes Has value true when the service will return device events. The
Algorithm property cannot be changed when the device is
enabled.
DeviceServiceDescription Yes This property is set to “U.are.U Biometrics Device Service for
JavaPOS, (c) 2007-2015 Crossmatch.”
DeviceServiceVersion Yes This property is set to 1013000.
FreezeEvents Yes
PhysicalDeviceDescription Yes This property contains the product name, serial number, and
vendor name for the U.are.U device.
PhysicalDeviceName Yes This property contains the product name of the U.are.U device.
PowerNotify Yes This property is initialized to JPOS_PN_DISABLED in the open
method since power reporting is not supported.
PowerState Yes This property is initialized to JPOS_PS_UNKNOWN in the open
method since power reporting is not supported.
State Ye s
Specific Properties
Algorithm Yes Specifies the data format used. See Fingerprint Data for Cap-
tures and Enrollment Templates (BIRs) on page 64 for details.
AlgorithmList Ye s S e e Fingerprint Data for Captures and Enrollment Templates
(BIRs) on page 64 for details.
BIR Ye s
CapPrematchData Yes This property is initialized to false in the open method since pre-
matching is not supported.

U.are.U SDK - Developer Guide 68
JavaPOS
CapRawSensorData Ye s
CapRealTimeData Yes This property is initialized to false in the open method.
CapSensorColor Yes This property is initialized to BIO_CSC_GRAYSCALE in the
open method.
CapSensorOrientation Yes This property is initialized to BIO_CSO_NORMAL in the open
method.
CapSensorType Yes This property is initialized to BIO_CST_FINGERPRINT in the
open method.
CapTemplateAdaptation Yes This property is initialized to false in the open method since
template adaptation is not supported.
RawSensorData Yes Unknown OR contains raw sensor data. The data in this property
exists when CapRawSensorData is set to true. and StatusUp-
dateEvent triggers.
RealTimeDataEnabled Yes This property is initialized to false in the open.
SensorBPP Yes This property is initialized to 8 in the open method. No other
value is supported.
SensorColor Yes This property is initialized to BIO_CSC_GRAYSCALE in the
open method. No other value is supported.
SensorHeight Yes This property is initialized to 0 in the open method. No other
value is supported.
SensorOrientation Yes This property is initialized to BIO_SO_NORMAL in the open
method. No other value is supported.
SensorType Yes This property is initialized to BIO_ST_FINGERPRINT in the
open method.
SensorWidth Yes This property is initialized to 0 in the open method. No other
value is supported.
UPOS Common Methods
Open Ye s
Close Ye s
ClaimDevice Ye s
ReleaseDevice Ye s
CheckHealth Yes Only internal health check is supported. Attempts to perform an
external or interactive check cause an exception to be thrown.
ClearInput Ye s
ClearInputProperties Ye s
ClearOutput No This method is not supported by the Biometrics device category.
DirectIO Partial An exception is thrown since device direct I/O is not supported.
CompareFirmwareVersion Yes An exception is thrown since CapCompareFirmwareVersion is
set to false.
ResetStatistics Yes An exception is thrown since CapUpdateStatistics is set to
false.
RetrieveStatistics Yes An exception is thrown since CapStatisticsReporting is set to
false.
UpdateFirmware Yes An exception is thrown since CapUpdateFirmware is set to
false.
UpdateStatistics Yes An exception is thrown since CapUpdateStatistics is set to
false.
Property Type Description

U.are.U SDK - Developer Guide 69
JavaPOS
Exceptions
The files
jpos.Const.*
contain the JavaPOS standard exception codes. The following exceptions are thrown by the
U.are.U JavaPOS API:
• JPOS_E_FAILURE
• JPOS_E_ILLEGAL
• JPOS_E_NOHARDWARE
• JPOS_E_TIMEOUT
Device-Related Error Codes
For the device-related result codes returned by EventNumber after the DirectIOEvent event, see EventNumber Return
Values on page 66.
The following error codes are returned in the ResultCodeExtended property of the ErrorEvent object.
IMPORTANT: You should always use the names of the return codes, such as FT_OK, rather than the numeric values
because these values may change at any time, without notice. The numbers are provided as a reference for the error
codes in the sample application.
Specific Methods
beginEnrollCapture Ye s
beginVerifyCapture Ye s
endCapture Ye s
identify Ye s
identifyMatch Ye s
processPrematchData Yes An exception is thrown since CapPrematchData is set to false.
verify Ye s
verifyMatch Ye s
UPOS Events
DataEvent Yes The following event types are supported:
BIO_DATA_ENROLL - Enrollment template created
BIO_DATA_VERIFY - Verification template created
DirectIOEvent Ye s S e e Getting Device-Specific Information with DirectIOEvent on
page 66 for details.
ErrorEvent Ye s resultCode - Standard JavaPOS Result Code
resultCodeExtended - U.are.U Result Code - see Device-
Related Error Codes on page 69 for details
errorLocus - EL_INPUT
errorResponse - ER_CLEAR
OutputCompleteEvent No This event is not supported by the Biometrics device category.
StatusUpdateEvent Yes Only occurs when RawSensorData has received a raw image
from a capture.
Property Type Description
Property Type Description

U.are.U SDK - Developer Guide 70
JavaPOS
-1 FT_ERR_NO_INIT The fingerprint feature extraction module or the fingerprint com-
parison module is not initialized.
-2 FT_ERR_INVALID_PARAM One or more parameters are not valid.
-4 FT_ERR_IO A generic I/O file error occurred.
-7 FT_ERR_NO_MEMORY There is not enough memory to perform the action.
-8 FT_ERR_INTERNAL An unknown internal error occurred.
-10 FT_ERR_UNKNOWN_DEVICE The requested device is not known.
-11 FT_ERR_INVALID_BUFFER A buffer is not valid.
-33 FT_ERR_UNKNOWN_EXCEP-
TION
An unknown exception occurred.

U.are.U SDK - Developer Guide 71
OPOS
THIS CHAPTER DESCRIBES HOW TO USE THE OPOS API.
The U.are.U OPOS API is built on the U.are.U C/C++ API. The OPOS API is geared for Point of Sale applications and
has the following features:
•Fully compliant with OPOS 1.13. The U.are.U OPOS API conforms to the specifications for the Biometrics
device category in Chapter 5, “Biometrics,” of the UnifiedPOS Retail Peripheral Architecture, Version 1.13 (July
15, 2009). The complete UPOS documentation is available at http://www.nrf-arts.org/UnifiedPOS/default.htm.
•Backward compatible with previous DigitalPersona OPOS product (U.are.U UPOS for OPOS SDK), with a
few minor caveats. This new API is the result of merging the previous OPOS SDK with the U.are.U SDK. For
users of the previous SDK, the updated SDK means an upgraded internal architecture for more robust performance
-- up to ten times faster for identification. If you are upgrading an existing application, see Upgrading from
U.are.U UPOS for OPOS/JavaPOS on page 20 for more details.
•The OPOS API is a set of COM objects that acts as an extension to the U.are.U fingerprint reader driver,
providing an OPOS-compliant application interface to U.are.U products. It consists of a Control Object (CO) (an
ActiveX® Control) for the OPOS Biometrics device category and a Service Object (SO).
•Because the OPOS API is built as an adjunct to the C/C++ API, applications can use both the OPOS
standard operations AND use the U.are.U C/C++ API (described in The C/C++ APIs on page 23). C/C++
methods can be used to access streaming features or to import data.
• A complete reference to the controls, properties, methods and events of the OPOS interface is provided in
Appendix A of the UnifiedPOS specification, a PDF document titled “UnifiedPOS Retail Peripheral
Architecture.” Download the current version from http://www.nrf-arts.org/content/unifiedpos.
Terminology Note
The U.are.U OPOS API conforms to the standard terminology used by the 2009 OPOS specification, whereas the other
APIs in the U.are.U SDK generally use terminology that matches evolving industry standards. If you are going to use
the U.are.U C/C++ API along with OPOS, you need to note that in OPOS, the extracted fingerprint data (template) is
stored in a biometric information record (BIR). The templates created through enrollment and capture are equivalent to
Fingerprint Minutiae Data (FMD) records in the other APIs of the U.are.U SDK. Note that OPOS templates include a
12- or 45-byte OPOS header in addition to the data itself.
Working with Fingerprint Data in OPOS
The U.are.U OPOS API provides two types of fingerprint data: raw images and fingerprint templates. The data flow for
OPOS applications is the same as described in Understanding the Data Flow on page 11 except that OPOS data has
additional OPOS headers and OPOS does not use the FID/FMD terminology used by U.are.U. Note that there is no
easy method provided in the API for converting data from OPOS BIRs to FMDs.
Fingerprint Data for Raw Images (Captures)
Per the OPOS specifications, raw fingerprint scans (images) are available in the RawSensorData property when
StatusUpdateEvent triggers.
Fingerprint Data for Captures and Enrollment Templates (BIRs)
The U.are.U OPOS API now supports four different OPOS biometric information record (BIR) formats, as set by the
Algorithm property:

U.are.U SDK - Developer Guide 72
OPOS
Identification and verification require that all BIRs be in the same format. The BIRs can be in four formats:
1 DigitalPersona format (12-byte headers, 45-byte headers or a mixture),
2 ANSI (with 45-byte headers)
3 ISO (with 45-byte headers)
4 OPOS 1.x compatible (DigitalPersona format with 12-byte headers).
For example, if the Algorithm property is set to ANSI and you receive ANSI captures, those fingerprints cannot be
matched against templates that are stored in a DigitalPersona format.
The value of the Algorithm property must be set before the device is enabled (i.e., after the device is opened and
claimed, but before it is enabled).
Working with DigitalPersona Record Formats
The format for the new default 45-byte headers is provided in the OPOS specifications. The first 12 bytes of the 45-
byte header are the same as the previous 12-byte header except for the header version number.
In both 12-byte and 45-byte headers, the 5th byte specifies the header format:
• The 5th byte is 0x10 for a 12-byte header
• The 5th byte is 0x20 for a 45-byte header
Converting to a Different Data Format
If you wish to convert to a different data format, you must re-enroll users with the new format. There is no way to
convert data between formats.
Value Meaning
0 Default (Same as 1)
1 DigitalPersona format with 45-byte header that conforms to OPOS 1.13 spec.
New captures and enrollments will be done in DigitalPersona format with 45-
byte headers. Verify and identify will correctly compare with BIRs that have 45-
byte headers, the previous 12-byte headers or a mixture.
2 ANSI INSITS 378-2004. New captures and enrollments will be created in ANSI
format with a 45-byte OPOS header. Verify and identify will require that all BIRs
be in ANSI format.
3 ISO/IEC 19794-2:2005. New captures and enrollments will be created in ISO for-
mat with a 45-byte OPOS header. Verify and identify will require that all BIRs be
in ISO format.
4 OPOS 1.x compatible. This is the previous DigitalPersona format with 12-byte
header. This format was the default (and only) format used in the U.are.U UPOS
for OPOS SDK. New captures and enrollments will be created in the DigitalPer-
sona format with 12-byte headers. Verify and identify will correctly compare with
BIRs that have 12-byte headers.

U.are.U SDK - Developer Guide 73
OPOS
Getting Device-Specific Information with DirectIOEvent
The DirectIOEvent event is fired by a Service Object to deliver vendor-specific events to the application. The U.are.U
JavaPOS API uses DirectIOEvent events to notify the application about device connection and disconnection and
intermediate events such as finger touch or removal.
This chapter contains specific information about the U.are.U SDK implementation of the OPOS Control.
DataEvent
Syntax
<< event >> upos::events::DataEvent
Status: int32 { read-only }
Description
This event is fired to provide input data from the fingerprint reader to the application. The actual input data is placed in
one or more device-specific properties.
Attribute
This event contains the following attribute:
DirectIOEvent
Syntax
<< event >> upos::events::DirectIOEvent
EventNumber: int32 { read-only }
Data: int32 { read-write }
Obj: object { read-write }
Description
This event is fired by the Service Object (SO) to communicate directly with the application. DirectIOEvent is used in
the U.are.U SDK to notify the user of the image-capturing status, fingerprint reader connection status, and image
quality, etc., whenever required.
Attributes
This event contains the following attributes:
Attribute Type Description
Status int32 BIO_DATA_ENROLL if enroll capture is completed.
BIO_DATA_VERIFY if verify capture is completed.
Attribute Type Description
EventNumber int32 Event number whose specific values are assigned by the SO.
Data int32 Additional numeric data. Specific values vary by the EventNumber and the SO.
Obj object Additional data whose use varies by the EventNumber and the SO.

U.are.U SDK - Developer Guide 74
OPOS
EventNumber Return Values
Data Return Values
DP_SAMPLE_QUALITY Enumeration
Obj Return Values
Event Number Description
1 The fingerprint reader was disconnected.
2 The fingerprint reader was reconnected.
3 The fingerprint reader was touched.
4 The finger was removed from the fingerprint reader.
5 A fingerprint image is ready for processing.
6 Provides information about the quality of the fingerprint image.
7 A supplied fingerprint credential was added to the fingerprint enrollment template.
8 The fingerprint capture operation was stopped.
Event Numbera
a. For every other EventNumber (1 through 5 and 8), Data holds the value 0 (Not Supported).
Data Description
6 DP_QUALITY_GOOD,
DP_QUALITY_NONE, etc.
Can be any value from the DP_SAMPLE_QUALITY enumeration
in the table on the next page.
7 1, 2, 3, etc. Holds the number of images added.
Value Meaning
DP_QUALITY_GOOD (0) The image is of good quality.
DP_QUALITY_NONE (1) There is no image.
DP_QUALITY_TOOLIGHT (2) The image is too light.
DP_QUALITY_TOODARK (3) The image is too dark.
DP_QUALITY_TOONOISY (4) The image is too noisy.
DP_QUALITY_LOWCONTR (5) The image contrast is too low.
DP_QUALITY_FTRNOTENOUGH (6) The image does not contain enough information.
DP_QUALITY_NOCENTRAL (7) The image is not centered.
Event Number Object
1 The fingerprint reader was disconnected.
2 The fingerprint reader was reconnected.
3 The fingerprint reader was touched.
4 The finger was removed from the fingerprint reader.
5 NULL (Not Supported).
6 Provides information about the quality of the fingerprint image.
7 A supplied fingerprint credential was added to the fingerprint enrollment template.
8 The fingerprint capture operation was stopped.

U.are.U SDK - Developer Guide 75
OPOS
StatusUpdateEvent
Syntax
<< event >> upos::events::StatusUpdateEvent
Status: int32 { read-only }
Description
This event is used in the U.are.U SDK to notify the user that a raw image is available for use.
Attribute
This event contains the following attribute:
Status Return Values
Implementation Notes
The following table provides information about how UPOS properties, methods, and events are implemented in the
U.are.U SDK.
Attribute Type Description
Status int32 The Status parameter notifies the user that raw image data is available.
StatusUpdateEvent Value Meaning
1 BIO_SUE_RAW_DATA Raw image data is available.
Name ImplementedaComment
UPOS Common Properties
AutoDisable Partial This property is initialized to false in the open method. It is
not modified during execution of the application since it is
not required to automatically disable the device when data
is received.
BinaryConversion Partial This property is initialized to OPOS_BC_NONE in the
open method and is not modified during execution of the
application.
CapCompareFirmwareVersion Partial This property is initialized to false in the open method. It is
not modified during execution of the application since
firmware version comparison is not supported.
CapPowerReporting Partial This property is initialized to OPOS_PR_NONE in the open
method. It is not modified during execution of the applica-
tion since power reporting is not supported.
CapStatisticsReporting Partial This property is initialized to false in the open method. It is
not modified during execution of the application since sta-
tistics reporting is not supported.
CapUpdateFirmware Partial This property is initialized to false in the open method. It is
not modified during execution of the application since
firmware updating is not supported.
CapUpdateStatistics Partial This property is initialized to false in the open method. It is
not modified during execution of the application since sta-
tistics updating is not supported.
CheckHealthText No

U.are.U SDK - Developer Guide 76
OPOS
Claimed Yes This property is initialized to false in the open method. It is
set to true on claim and set to false again on release.
ControlObjectDescription Yes
ControlObjectVersion Yes
DataCount Partial This property is initialized to 0 in the open method and is
not modified during execution of the application.
DataEventEnabled Partial This property is initialized to false in the open method and
is set to true after a successful claim operation.
DeviceDescription Yes
DeviceEnabled Partial This property is initialized to false in the open method and
is set to true after a successful claim operation. Since the
AutoDisable property is never set to true, DeviceEnabled
always remains true.
DeviceName Yes
FreezeEvents Partial This property is initialized to false in the open method. It is
not modified during execution of the application since it is
not required to freeze events.
OpenResult Yes
OutputID No This property is not supported by the Biometrics device
category.
PowerNotify Partial This property is initialized to OPOS_PN_DISABLED in the
open method. It is not modified during execution of the
application since power reporting is not supported.
PowerState Partial This property is initialized to OPOS_PS_UNKNOWN in the
open method. It is not modified during execution of the
application since power reporting is not supported.
ResultCode Yes
ResultCodeExtended No
ServiceObjectDescription Yes
ServiceObjectVersion Yes
State Partial This property is initialized to OPOS_S_IDLE in the open
method and is set to OPOS_S_CLOSED in the close
method.
Specific Properties
Algorithm Yes See Fingerprint Data for Captures and Enrollment Tem-
plates (BIRs) on page 71 for details.
AlgorithmList Yes See Fingerprint Data for Captures and Enrollment Tem-
plates (BIRs) on page 71 for details.
BIR Yes This property holds the biometric data that is captured
and returned to the application.
CapPrematchData Partial This property is initialized to false in the open method. It is
not modified during execution of the application since the
MOC (Match-on-Card) SmartCard technology needed to
generate a processed BIR based on pre-match data
stored on a SmartCard is not supported.
CapRawSensorData Yes This property is initialized to true in the open method and
is not modified during execution of the application.
CapRealTimeData Partial This property is initialized to false in the open method and
is not modified during execution of the application.
Name ImplementedaComment

U.are.U SDK - Developer Guide 77
OPOS
CapSensorColor Yes This property is initialized to BIO_CSC_GRAYSCALE in
the open method and is not modified during execution of
the application.
CapSensorOrientation Yes This property is initialized to BIO_CSO_INVERTED in the
open method and is not modified during execution of the
application.
CapSensorType Yes This property is initialized to BIO_CST_FINGERPRINT in
the open method and is not modified during execution of
the application.
CapTemplateAdaptation Partial This property is initialized to false in the open method. It is
not modified during the execution of the application since
template adaptation is not supported.
RawSensorData Yes This property holds the raw biometric data that is captured
and returned to the application.
RealTimeDataEnabled Partial This property is initialized to false in the open method and
is not modified during execution of the application.
SensorBPP Yes This property is initialized by invoking the U.are.U function
that defines the image resolution, in pixels.
SensorColor Yes This property is initialized by invoking the U.are.U function
that defines the image type.
SensorHeight Yes This property is initialized by invoking the U.are.U function
that defines the image height, in pixels.
SensorOrientation Yes This property is initialized to BIO_SO_INVERTED in the
open method and is not modified during execution of the
application.
SensorType Yes This property is initialized to BIO_ST_FINGERPRINT in the
open method and is not modified during execution of the
application.
SensorWidth Yes This property is initialized by invoking the U.are.U function
that defines the image width, in pixels.
Common Methods
Open Yes
Close Yes
ClaimDevice Yes
ReleaseDevice Yes
CheckHealth No
ClearInput No
ClearInputProperties No
ClearOutput No This method is not supported by the Biometrics device
category.
DirectIO No
CompareFirmwareVersion No
ResetStatistics No
RetrieveStatistics No
UpdateFirmware No
UpdateStatistics No
Specific Methods
beginEnrollCapture Yes
beginVerifyCapture Yes
Name ImplementedaComment

U.are.U SDK - Developer Guide 78
OPOS
Exceptions
The files
jpos.Const.*
contain the JavaPOS standard exception codes. The following exceptions are thrown by the
U.are.U JavaPOS API:
• JPOS_E_FAILURE
• JPOS_E_ILLEGAL
• JPOS_E_NOHARDWARE
• JPOS_E_TIMEOUT
endCapture Yes
identify Yes
identifyMatch Yes
processPrematchData No
verify Yes
verifyMatch Yes
Events
DataEvent Yes Valid values for Status parameter are
1- BIO_DATA_ENROLL if enroll capture is completed.
2- BIO_DATA_VERIFY if verify capture is completed.
DirectIOEvent Specific Return values are
1 - DP_DIOE_DISCONNECT
2 - DP_DIOE_RECONNECT
3 - DP_DIOE_FINGER_TOUCHED
4 - DP_DIOE_FINGER_GONE
5 - DP_DIOE_IMAGE_READY
6 - DP_DIOE_SAMPLE_QUALITY
7 - DP_DIOE_ENROLL_FEATURES_ADDED
8 - DP_DIOE_OPERATION_STOPPED
ErrorEvent Yes ResultCode - Standard OPOS Result Code
Specific ResultCodeExtended - U.are.U Result Code
Yes ErrorLocus - EL_INPUT
Yes ErrorResponse - ER_CLEAR
OutputCompleteEvent No This event is not supported by the Biometrics device cate-
gory.
StatusUpdateEvent Partial Valid values for Status parameter are
1 - BIO_SUE_RAW_DATA
a. Yes = Fully implemented
No = Not implemented
Partial = Implemented, but not all features are available
Specific = Implemented with device-specific features or data
Name ImplementedaComment

U.are.U SDK - Developer Guide 79
OPOS
Device-Related Error Codes
For the device-related result codes returned by EventNumber after the DirectIOEvent event, see EventNumber Return
Values on page 74.
The following error codes are returned in the ResultCodeExtended property of the ErrorEvent object.
IMPORTANT: You should always use the names of the return codes, such as FT_OK, rather than the numeric values
because these values may change at any time, without notice. The numbers are provided as a reference for the error
codes in the sample application.
Value Result Code Meaning
-1 FT_ERR_NO_INIT The fingerprint feature extraction module or the fingerprint compari-
son module is not initialized.
-2 FT_ERR_INVALID_PARAM One or more parameters are not valid.
-4 FT_ERR_IO A generic I/O file error occurred.
-7 FT_ERR_NO_MEMORY There is not enough memory to perform the action.
-8 FT_ERR_INTERNAL An unknown internal error occurred.
-10 FT_ERR_UNKNOWN_DEVICE The requested device is not known.
-11 FT_ERR_INVALID_BUFFER A buffer is not valid.
-33 FT_ERR_UNKNOWN_EXCEPTION An unknown exception occurred.

U.are.U SDK - Developer Guide 80
Application Notes
THIS CHAPTER DESCRIBES SOME SUGGESTIONS FOR TROUBLESHOOTING YOUR APPLICATION.
General Fingerprint Issues
It is very important that you test your application with multiple and diverse people. The readability of fingerprints is
affected by many factors including wear and tear, skin dryness, and age.
The middle finger often gives better scans than the index finger because the middle finger is typically less worn. We
recommend that you enroll more than one finger for each user, preferably at least the index and middle fingers.
Minex Certification
This current U.are.U SDK includes two versions of the FingerJet matching engine, versions 6 and 7.
Version 6 has a feature extractor certified by the National Institute of Standards and Technology’s Minex program
(http://www.nist.gov/itl/iad/ig/minex.cfm), as interoperable with other Minex-certified feature extractors and matchers.
Version 7 has both the feature extractor and matcher certified by the Minex program. However, the Minex-certified
matcher is slower than the non-certified matcher in the version 6 FingerJet engine.
For customers who do not have a requirement to use a Minex-certified matcher, we recommend using the version 6
FingerJet engine. Specifically, for customers who use DigitalPersona legacy template formats, the version 7 FingerJet
engine does not provide any improvements in matching performance over version 6.
C/C++ Issues
The
dpfj_identify
function returns
DPFJ_SUCCESS
if it is able to do identification (i.e., the FMDs are valid and
correctly formed). However that does not mean that a candidate was found. You must check the number of returned
candidates to see if any actual matches were found.
The
dpfj_compare
function returns
DPFJ_SUCCESS
if it is able to do the requested comparison (i.e., the FMDs are
valid and correctly formed). However that does not mean that the fingerprints matched. To check whether they
matched, you must look at the dissimilarity score (0=no match,
maxint
=perfect match,
maxint-threshold
=
acceptable match).

U.are.U SDK - Developer Guide 81
Glossary
General Terms
Fingerprint
The impression left from the friction ridges of a human finger.
Fingerprint characteristics
The biological finger surface details that can be detected and from which distinguishing and repeatable fingerprint
features can be extracted.
Fingerprint minutiae
The fingerprint characteristics commonly used in fingerprint recognition systems. Fingerprint minutiae include:
Ridge ending – the abrupt end of a ridge
Ridge bifurcation – a single ridge that divides into two ridges
Short ridge, or independent ridge – a ridge that commences, travels a short distance and then ends
Island – a single small ridge inside a short ridge or ridge ending that is not connected to all other ridges
Ridge enclosure – a single ridge that bifurcates and reunites shortly afterward to continue as a single ridge
Spur – a bifurcation with a short ridge branching off a longer ridge
Crossover or bridge – a short ridge that runs between two parallel ridges
Delta – a Y-shaped ridge meeting
Core – a U-turn in the ridge pattern.
Fingerprint Data
Fingerprint sample
An analog or digital representation of a fingerprint obtained from a fingerprint capture device. See also fingerprint
image.
Fingerprint image
A digital representation of a fingerprint sample encoded as a spatially mapped array of pixels. A fingerprint image is
the only representation of a fingerprint sample supported by Crossmatch products, thus the terms fingerprint image and
fingerprint sample are used interchangeably.
Fingerprint features
The digital representation of fingerprint characteristics.
Fingerprint Image Data (FID)
The binary data containing one or more fingerprint images from one or multiple fingers of the same person.
Fingerprint Image View (FIV)
The part of an FID that contains a fingerprint image from a single impression of a single finger.
In the majority of cases, an FID contains only one FIV.
Fingerprint Minutiae Data (FMD)
The digital representation of fingerprint minutiae, and optionally other fingerprint characteristics, from one or
multiple fingers of the same person.

U.are.U SDK - Developer Guide 82
Glossary
Fingerprint Minutiae View (FMV)
The part of an FMD that contains fingerprint features from a single impression of a single finger.
Typically FMDs contain only one FMV.
Fingerprint template
The fingerprint minutiae data that is stored as a result of the enrollment process.
Fingerprint Devices
Fingerprint capture device
A device that collects a signal of fingerprint characteristic and outputs a fingerprint sample. This device can consist of
one or more components, including hardware and supporting software. For example, a fingerprint capture device may
include a camera, photographic paper, a printer, and/or a digital scanner.
Fingerprint reader
A fingerprint capture device that obtains a fingerprint image by direct interaction with a finger.
Fingerprint Recognition Terms
Capture
The process of acquiring a fingerprint image from a fingerprint reader or fingerprint capture device.
Enrollment
The process of capturing a fingerprint image(s) for an individual, extracting fingerprint features, optionally checking
for duplicates, and storing the fingerprint features (fingerprint template). See also FMD, Fingerprint Template.
Comparison
The function which, given two fingerprints computes a comparison score.
Comparison score
A comparison score is a numerical value resulting from the comparison of the fingerprint features of two fingerprints.
Comparison scores are of two types: similarity scores and dissimilarity scores.
Comparison scores are calculated using algorithms that are specific to the fingerprint recognition system and,
optionally, can be normalized in order to maintain a constant score distribution of impostor verification attempts or
open set identification attempts.
Similarity Score
See comparison score.
Dissimilarity Score
See comparison score.
Fingerprint Recognition
Verification or identification.
Verif ic ation
The process of
1 Capturing a fingerprint image from an individual,
2 Extracting fingerprint features,
3 Comparing the captured image’s fingerprint features with the fingerprint template(s) of the enrollee this individual
claims to be and

U.are.U SDK - Developer Guide 83
Glossary
4 Making the match/non-match decision.
Verification Threshold
The maximum degree of dissimilarity that is allowed between a fingerprint image and a fingerprint template in order to
make the match decision during the verification process.
Match decision or match
A decision that two fingerprints are from the same finger (meet the verification threshold).
Non-match decision or non-match
A decision that two fingerprints are not from the same finger (do not meet the verification threshold).
Identification
The process of
1 Capturing a fingerprint image from an individual,
2 Extracting fingerprint features and
3 Comparing the captured image’s fingerprint features with the fingerprint templates from multiple individuals in
order to create a candidate list of fingerprints that meet the identification threshold.
Identification Threshold
The maximum degree of dissimilarity that is allowed between a fingerprint image and a fingerprint template in order to
call the fingerprint template a candidate in the identification process.
Candidate
A fingerprint template that is determined to be similar to a given FMD during identification.
Recognition Accuracy
The terminology below is used when discussing testing processes and reporting accuracy for fingerprint-enabled
applications.
Genuine verification attempt
An attempt to compare fingerprint features with a fingerprint template where the fingerprint features and fingerprint
template are from the same individual, and the fingerprint features and fingerprint template were captured at different
times (recommended at least 2-3 weeks apart).
Impostor verification attempt
An attempt to compare fingerprint features with a fingerprint template, where the fingerprint features and fingerprint
template are from two different people.
False match rate (FMR)
The ratio between the number of impostor verification attempts that produced a match decision and the total number of
impostor verification attempts. See also FAR.
False non-match rate (FNMR)
The ratio between the number of genuine verification attempts that produced a non-match decision and the total
number of genuine verification attempts. See also FRR.
False Accept Rate (FAR)
The application-specific measure of how often the application falsely grants a request.
In authentication applications, FAR is used in place of FMR.
False Reject Rate (FRR)
The application-specific measure of how often the application falsely rejects a request.

U.are.U SDK - Developer Guide 84
Glossary
In authentication applications, FRR is used in place of FNMR.
Verification Detection Error Trade-off (DET) curve
A parametric curve that plots FMR on the x-axis and FNMR on the y-axis as a function of the verification threshold.
Probe
In simulation tests, a fingerprint used in searches (analogous to the user fingerprint used by a real application for
searching).
Gallery
In simulation tests, a set of enrolled fingerprints (fingerprint templates) used for comparison purposes (analogous to
the database of enrolled fingerprint templates used by a real application).
Open set identification attempt
For the purpose of testing, an attempt to compare a probe against a gallery that does not contain any impressions from
any finger of the individual whose finger was used as the probe.
Closed set identification attempt
For the purpose of testing, an attempt to compare a probe against a gallery, where the gallery includes a fingerprint
template from the same finger (from the same person) as used for the probe. The probe and the corresponding
fingerprint template should be captured at different times (recommended at least 2-3 weeks apart).
False positive identification rate (FPIR)
Proportion of identification requests that return a candidate even though the person is not enrolled.
More precisely, for the purpose of recognition accuracy testing, the ratio between the number of open set identification
attempts that returned one or more candidates and the total number of open set identification attempts.
False negative identification rate (FNIR)
Proportion of identification requests by enrollees that do not return the correct candidate.
More precisely, for the purpose of recognition accuracy testing, the ratio between the number of closed set
identification attempts that did not return the correct candidate and the total number of closed set identification
attempts.
Identification detection error trade-off (DET) curve
A parametric curve that plots FPIR on the x-axis and FNIR on the y-axis as a function of the identification threshold.
The Identification DET curve depends on the gallery size. Typically, multiple identification DET curves are shown on
the same plot, one for each gallery size.

U.are.U SDK - Developer Guide 85
Index
A
Accessing the FingerJet Engine (ActiveX) 60
Accessing the FingerJet Engine (Java API) 31
Algorithm property 67, 76
allowed values 64, 71
AlgorithmList property 67, 76
ANSI INSITS 378-2004 65, 72
AutoDisable property 67, 75
B
basics of fingerprint recognition 9
BDB format 64, 71
beginEnrollCapture method 69, 77
beginVerifyCapture method 69, 77
BinaryConversion property 75
BIR format 64, 71
BIR property 67, 76
C
C/C++ APIs 23
CapCompareFirmwareVersion property 67, 75
CapPowerReporting property 67, 75
CapPrematchData property 67, 76
CapRawSensorData property 68, 76
CapRealTimeData property 68, 76
CapSensorColor property 68, 77
CapSensorOrientation property 68, 77
CapSensorType property 68, 77
CapStatisticsReporting property 67, 75
CapTemplateAdaptation property 68, 77
Capturing Fingerprints 24
Capturing Fingerprints (.NET API) 47
CapUpdateFirmware property 67, 75
CapUpdateStatistics property 67, 75
CheckHealth method 68, 77
CheckHealthText property 67, 75
ClaimDevice method 68, 77
Claimed property 67, 76
Class Diagrams (ActiveX) 56
ClearInput method 68, 77
ClearInputProperties method 68, 77
ClearOutput method 68, 77
Close 68, 77
Close method 68, 77
common methods 68, 77
CheckHealth 68, 77
ClaimDevice 68, 77
ClearInput 68, 77
ClearInputProperties 68, 77
ClearOutput 68, 77
CompareFirmwareVersion 68, 77
DirectIO 68, 77
Open 68, 77
ReleaseDevice 68, 77
ResetStatistics 68, 77
RetrieveStatistics 68, 77
UpdateFirmware 68, 77
UpdateStatistics 68, 77
common properties
AutoDisable 67, 75
BinaryConversion 75
CapCompareFirmwareVersion 67, 75
CapPowerReporting 67, 75
CapStatisticsReporting 67, 75
CapUpdateFirmware 67, 75
CapUpdateStatistics 67, 75
CheckHealthText 67, 75
Claimed 67, 76
ControlObjectDescription 76
ControlObjectVersion 76
DataCount 67, 76
DataEventEnabled 67, 76
DeviceDescription 67, 76
DeviceEnabled 67, 76
DeviceName 76
DeviceServiceVersion 67
FreezeEvents 67, 76
OpenResult 76
OutputID 76
PhysicalDeviceDescription 67
PhysicalDeviceName 67
PowerNotify 67, 76
PowerState 67, 76
ResultCode 76
ResultCodeExtended 76
ServiceObjectDescription 76
ServiceObjectVersion 76
State 67, 76
CommunicationFailed 38
CompareFirmwareVersion method 68, 77
Comparing Fingerprints (.NET API) 50
ControlObjectDescription property 76
ControlObjectVersion property 76
Creating FMDs from images (.NET API) 50
Creating FMDs from images (ActiveX) 60

U.are.U SDK - Developer Guide 86
Creating FMDs from images (Java API) 31
D
DataCount property 67, 76
DataEvent 69, 78
implementation notes for 73
DataEventEnabled property 67, 76
DeviceConnected 38
DeviceDescription property 67, 76
DeviceDisconnected 38
DeviceEnabled property 67, 76
DeviceInfo 35
DeviceModality 39
DeviceName property 76
DeviceServiceVersion property 67
DeviceTechnology 39
DeviceUidType 39
DirectIO method 68, 77
DirectIOEvent 69, 78
implementation notes 66, 73
implementation notes for 73
DP Capture API 23
E
ECMAScript 6 33
endCapture method 69, 78
Enrollment (.NET API) 51
Enrollment (ActiveX) 61
Enrollment (Java API) 32
enumerateDevices() 34
Enumerations (Javascript) 39
ErrorEvent 69, 78
result codes returned in ResultCodeExtended
property of 69, 79
ErrorOccured 38
events
DataEvent 69, 73, 78
DirectIOEvent 69, 73, 78
implementation notes 66, 73
ErrorEvent 69, 78
result codes returned in ResultCodeExtended
property of 69, 79
OutputCompleteEvent 69
StatusUpdateEvent 64, 69, 71, 75, 78
exceptions
JPOS_E_FAILURE 69, 78
JPOS_E_ILLEGAL 69, 78
JPOS_E_NOHARDWARE 69, 78
JPOS_E_TIMEOUT 69, 78
Extract FMD 25
F
features of biometric technology 9
Fingeprint.WebApi events 37
FingerJet Engine 22
FingerJet Engine API 25
Fingerprint Capture Device Management 24
fingerprint readers supported 17
fingerprint.WebApi methods 33
FreezeEvents property 67, 76
G
getDeviceInfo() 34
I
Identification and Comparison (ActiveX) 61
Identification and Comparison (Java API) 31
Identify Fingerprint 25
identify method 69, 78
identifyMatch method 69, 78
ISO/IEC 19794-2
2005 65, 72
J
JavaScript API 33
JPOS_E_FAILURE 69, 78
JPOS_E_ILLEGAL 69, 78
JPOS_E_NOHARDWARE 69, 78
JPOS_E_TIMEOUT 69, 78
L
Library Management 23, 25
M
Managing Fingerprint Data (.NET API) 48
Managing Fingerprint Data (ActiveX) 59
methods, common
See common methods
methods, specific
See specific methods
N
NIST Fingerprint Image Quality (NFIQ) 28
O
Open method 68, 77
OpenResult property 76
OutputCompleteEvent 69
events
OutputCompleteEvent 78
OutputID property 76

U.are.U SDK - Developer Guide 87
P
PhysicalDeviceDescription property 67
PhysicalDeviceName property 67
PowerNotify property 67, 76
PowerState property 67, 76
Pre-Built Controls for Enrollment and Identification
(.NET API) 53
Pre-Built Controls for Enrollment and Identification
(ActiveX) 63
processPrematchData method 69, 78
properties, common
See common properties
properties, specific
See specific properties
Q
QualityCode 39
QualityReported 38
R
RawSensorData property 68, 77
RealTimeDataEnabled property 68, 77
ReleaseDevice method 68, 77
ResetStatistics method 68, 77
ResultCode property 76
ResultCodeExtended property 69, 76, 79
RetrieveStatistics method 68, 77
S
SampleFormat 39
SamplesAcquired 38
Select Fingerprint Matching Engine 25
SensorBPP property 68, 77
SensorColor property 68, 77
SensorHeight property 68, 77
SensorOrientation property 68, 77
SensorType property 68, 77
SensorWidth property 68, 77
Serialization (.NET API) 45
Serialization (ActiveX) 54
ServiceObjectDescription property 76
ServiceObjectVersion property 76
specific methods
beginEnrollCapture 69, 77
beginVerifyCapture 69, 77
endCapture 69, 78
identify 69, 78
identifyMatch 69, 78
processPrematchData 69, 78
verify 69, 78
verifyMatch 69, 78
specific properties
Algorithm 67, 76
AlgorithmList 67, 76
BIR 67, 76
CapPrematchData 67, 76
CapRawSensorData 68, 76
CapRealTimeData 68, 76
CapSensorColor 68, 77
CapSensorOrientation 68, 77
CapSensorType 68, 77
CapTemplateAdaptation 68, 77
RawSensorData 64, 68, 71, 77
RealTimeDataEnabled 68, 77
SensorBPP 68, 77
SensorColor 68, 77
SensorHeight 68, 77
SensorOrientation 68, 77
SensorType 68, 77
SensorWidth 68, 77
StartAcquisition() 36
State property 67, 76
StatusUpdateEvent 69, 78
implementation notes for 75
stopAcquisition 37
Streaming Fingerprints 24
Streaming Fingerprints (.NET API) 47
Streaming Fingerprints (ActiveX) 58
U
UpdateFirmware method 68, 77
UpdateStatistics method 68, 77
UPOS common properties
See common properties
V
verify method 69, 78
verifyMatch method 69, 78
W
Wavelet Scalar Quantization (WSQ) Compression
27
