BMC Remedy Action Request System 7.6.04: Workflow Objects Guide Very Important
User Manual:
Open the PDF directly: View PDF
.
Page Count: 318 [warning: Documents this large are best viewed by clicking the View PDF Link!]
- Contents
- Preface
- Introducing workflow
- Configuring workflow forms and execution options
- Building qualifications and expressions
- Specifying workflow actions
- If Actions and Else Actions
- Developing workflow actions in BMC Remedy Developer Studio
- Types of workflow actions
- Call Guide action
- Change Field action
- Close Window action
- Commit Changes action
- DDE action
- Direct SQL action
- DSO action
- Exit Guide action
- Go to Guide Label action
- Goto action
- Log to File action
- Message action
- Notify action
- OLE Automation action
- Open Window action
- Creating Open Window actions for dialog boxes
- Creating Open Window actions for Search or Submit windows
- Creating Open Window actions for Modify or Display windows
- Creating Open Window actions for reports
- Creating Open Window actions for Popup window
- Using a dynamic data source in Open Window actions
- Allowing users to select a view based on preferences
- Push Fields action
- Run Macro action
- Run Process action
- Service action
- Set Fields action
- Wait action
- Defining guides and guide actions
- Using buttons and menu bar items to execute active links
- Workflow processing
- Using Analyzer to find problems in your applications
- Operators, wildcards, keywords, and NULL values
- Additional ways to use the Set Fields action
- Using Run Process and $PROCESS$ commands
- Workflow extras
- Index

www.bmc.com
BMC Remedy Action Request System 7.6.04
Workflow Objects Guide
January 2011

If you have comments or suggestions about this documentation, contact Information Design and Development by email at
doc_feedback@bmc.com.
Contacting BMC Software
You can access the BMC Software website at http://www.bmc.com. From this website, you can obtain information
about the company, its products, corporate offices, special events, and career opportunities.
United States and Canada
Address BMC SOFTWARE INC
2101 CITYWEST BLVD
HOUSTON TX 77042-2827
USA
Telephone 713 918 8800 or
800 841 2031 Fax 713 918 8000
Outside United States and Canada
Telephone (01) 713 918 8800 Fax (01) 713 918 8000
© Copyright 1991–2011 BMC Software, Inc.
BMC, BMC Software, and the BMC Software logo are the exclusive properties of BMC Software, Inc., are registered with the U.S. Patent
and Trademark Office, and may be registered or pending registration in other countries. All other BMC trademarks, service marks, and
logos may be registered or pending registration in the U.S. or in other countries. All other trademarks or registered trademarks are the
property of their respective owners.
IBM, DB2, and Informix are registered trademarks of International Business Machines Corporation.
Oracle and Java are registered trademarks of Oracle and/or its affiliates. Other names may be trademarks of their
respective owners.
UNIX is a registered trademark of The Open Group.
BMC Software considers information included in this documentation to be proprietary and confidential. Your use of this information is
subject to the terms and conditions of the applicable End User License Agreement for the product and the proprietary and restricted
rights notices included in this documentation.
Restricted rights legend
U.S. Government Restricted Rights to Computer Software. UNPUBLISHED -- RIGHTS RESERVED UNDER THE COPYRIGHT LAWS OF
THE UNITED STATES. Use, duplication, or disclosure of any data and computer software by the U.S. Government is subject to
restrictions, as applicable, set forth in FAR Section 52.227-14, DFARS 252.227-7013, DFARS 252.227-7014, DFARS 252.227-7015, and
DFARS 252.227-7025, as amended from time to time. Contractor/Manufacturer is BMC Software, Inc., 2101 CityWest Blvd., Houston, TX
77042-2827, USA. Any contract notices should be sent to this address.

Customer Support
You can obtain technical support by using the Support page on the BMC Software website or by contacting Customer
Support by telephone or email. To expedite your inquiry, please see “Before Contacting BMC Software.”
Support website
You can obtain technical support from BMC Software 24 hours a day, 7 days a week at
http://www.bmc.com/support. From this website, you can:
■Read overviews about support services and programs that BMC Software offers.
■Find the most current information about BMC Software products.
■Search a database for problems similar to yours and possible solutions.
■Order or download product documentation.
■Report a problem or ask a question.
■Subscribe to receive email notices when new product versions are released.
■Find worldwide BMC Software support center locations and contact information, including email addresses, fax
numbers, and telephone numbers.
Support by telephone or email
In the United States and Canada, if you need technical support and do not have access to the Web, call 800 537 1813 or
send an email message to customer_support@bmc.com. (In the Subject line, enter
SupID:<yourSupportContractID>, such as SupID:12345.) Outside the United States and Canada, contact
your local support center for assistance.
Before contacting BMC Software
Have the following information available so that Customer Support can begin working on your issue immediately:
■Product information
—Product name
— Product version (release number)
— License number and password (trial or permanent)
■Operating system and environment information
—Machine type
— Operating system type, version, and service pack
— System hardware configuration
— Serial numbers
— Related software (database, application, and communication) including type, version, and service pack or
maintenance level
■Sequence of events leading to the problem
■Commands and options that you used
■Messages received (and the time and date that you received them)
— Product error messages
— Messages from the operating system, such as file system full
— Messages from related software

License key and password information
If you have a question about your license key or password, contact Customer Support through one of the following
methods:
■E-mail customer_support@bmc.com. (In the Subject line, enter SupID:<yourSupportContractID>,
such as SupID:12345.)
■In the United States and Canada, call 800 537 1813. Outside the United States and Canada, contact your local support
center for assistance.
■Submit a new issue at http://www.bmc.com/support.

Contents 5
Contents
Preface 11
Audience . . . . . . . . . . . . . . . . . . . . . . . . . . . . . . . . . . . . . . . . . . . . . . . . . . . . . . . . . . . . . . . . 11
AR System documents . . . . . . . . . . . . . . . . . . . . . . . . . . . . . . . . . . . . . . . . . . . . . . . . . . . . 11
Terminology note. . . . . . . . . . . . . . . . . . . . . . . . . . . . . . . . . . . . . . . . . . . . . . . . . . . . . . . . . 14
Chapter 1 Introducing workflow 15
Workflow basics. . . . . . . . . . . . . . . . . . . . . . . . . . . . . . . . . . . . . . . . . . . . . . . . . . . . . . . . . . 16
Workflow objects . . . . . . . . . . . . . . . . . . . . . . . . . . . . . . . . . . . . . . . . . . . . . . . . . . . . . . . . . 16
About active links . . . . . . . . . . . . . . . . . . . . . . . . . . . . . . . . . . . . . . . . . . . . . . . . . . . . . 17
About filters . . . . . . . . . . . . . . . . . . . . . . . . . . . . . . . . . . . . . . . . . . . . . . . . . . . . . . . . . . 17
About escalations. . . . . . . . . . . . . . . . . . . . . . . . . . . . . . . . . . . . . . . . . . . . . . . . . . . . . . 17
Workflow comparison . . . . . . . . . . . . . . . . . . . . . . . . . . . . . . . . . . . . . . . . . . . . . . . . . 18
General procedures for workflow objects . . . . . . . . . . . . . . . . . . . . . . . . . . . . . . . . . . . . 19
Using menu options in BMC Remedy Developer Studio . . . . . . . . . . . . . . . . . . . . 19
Using the workflow editor in BMC Remedy Developer Studio. . . . . . . . . . . . . . . 20
Graphical representation of workflow events. . . . . . . . . . . . . . . . . . . . . . . . . . . . . . . . . 23
About the Event Navigator . . . . . . . . . . . . . . . . . . . . . . . . . . . . . . . . . . . . . . . . . . . . . 23
Launching the Event Navigator . . . . . . . . . . . . . . . . . . . . . . . . . . . . . . . . . . . . . . . . . 25
About the Workflow Execution Viewer. . . . . . . . . . . . . . . . . . . . . . . . . . . . . . . . . . . 26
Launching the Workflow Execution Viewer. . . . . . . . . . . . . . . . . . . . . . . . . . . . . . . 32
Shared workflow . . . . . . . . . . . . . . . . . . . . . . . . . . . . . . . . . . . . . . . . . . . . . . . . . . . . . . . . . 32
Sample uses of shared workflow . . . . . . . . . . . . . . . . . . . . . . . . . . . . . . . . . . . . . . . . 34
Chapter 2 Configuring workflow forms and execution options 35
Associating workflow objects with forms . . . . . . . . . . . . . . . . . . . . . . . . . . . . . . . . . . . . 36
About the primary form. . . . . . . . . . . . . . . . . . . . . . . . . . . . . . . . . . . . . . . . . . . . . . . . 36
Defining workflow execution options . . . . . . . . . . . . . . . . . . . . . . . . . . . . . . . . . . . . . . . 37
Creating active links . . . . . . . . . . . . . . . . . . . . . . . . . . . . . . . . . . . . . . . . . . . . . . . . . . . 37
Creating filters . . . . . . . . . . . . . . . . . . . . . . . . . . . . . . . . . . . . . . . . . . . . . . . . . . . . . . . . 43
Creating escalations . . . . . . . . . . . . . . . . . . . . . . . . . . . . . . . . . . . . . . . . . . . . . . . . . . . 45
Workflow object properties . . . . . . . . . . . . . . . . . . . . . . . . . . . . . . . . . . . . . . . . . . . . . . . . 47
Saving and copying workflow objects . . . . . . . . . . . . . . . . . . . . . . . . . . . . . . . . . . . . . . . 48
Chapter 3 Building qualifications and expressions 49
About Run If qualifications and expressions. . . . . . . . . . . . . . . . . . . . . . . . . . . . . . . . . . 50
Using the expression editor and content assist . . . . . . . . . . . . . . . . . . . . . . . . . . . . . . . . 50

6 Workflow Objects Guide
About the expression editor. . . . . . . . . . . . . . . . . . . . . . . . . . . . . . . . . . . . . . . . . . . . . 50
About content assist. . . . . . . . . . . . . . . . . . . . . . . . . . . . . . . . . . . . . . . . . . . . . . . . . . . . 52
Using fields in qualifications. . . . . . . . . . . . . . . . . . . . . . . . . . . . . . . . . . . . . . . . . . . . . . . . 53
Single quotation marks . . . . . . . . . . . . . . . . . . . . . . . . . . . . . . . . . . . . . . . . . . . . . . . . . 53
Currency fields. . . . . . . . . . . . . . . . . . . . . . . . . . . . . . . . . . . . . . . . . . . . . . . . . . . . . . . . 53
Attachment fields. . . . . . . . . . . . . . . . . . . . . . . . . . . . . . . . . . . . . . . . . . . . . . . . . . . . . . 53
Field values and filters . . . . . . . . . . . . . . . . . . . . . . . . . . . . . . . . . . . . . . . . . . . . . . . . . 54
Field ID 112 and dynamic group fields. . . . . . . . . . . . . . . . . . . . . . . . . . . . . . . . . . . . 54
Field names containing special characters. . . . . . . . . . . . . . . . . . . . . . . . . . . . . . . . . 54
Double quotation marks . . . . . . . . . . . . . . . . . . . . . . . . . . . . . . . . . . . . . . . . . . . . . . . . 55
Status history in filter qualifications . . . . . . . . . . . . . . . . . . . . . . . . . . . . . . . . . . . . . . . . . 56
Creating efficient qualifications . . . . . . . . . . . . . . . . . . . . . . . . . . . . . . . . . . . . . . . . . . . . . 56
Checking transaction versus database values . . . . . . . . . . . . . . . . . . . . . . . . . . . . . . . . . 58
Filter qualification examples . . . . . . . . . . . . . . . . . . . . . . . . . . . . . . . . . . . . . . . . . . . . 59
Chapter 4 Specifying workflow actions 63
If Actions and Else Actions . . . . . . . . . . . . . . . . . . . . . . . . . . . . . . . . . . . . . . . . . . . . . . . . . 64
Examples of If Actions and Else Actions . . . . . . . . . . . . . . . . . . . . . . . . . . . . . . . . . . 65
Developing workflow actions in BMC Remedy Developer Studio . . . . . . . . . . . . . . . 65
Using field names, field values, and expressions in workflow. . . . . . . . . . . . . . . . 68
Mapping fields to values. . . . . . . . . . . . . . . . . . . . . . . . . . . . . . . . . . . . . . . . . . . . . . . . 68
Using a dynamic data source or destination in workflow. . . . . . . . . . . . . . . . . . . . 71
Types of workflow actions . . . . . . . . . . . . . . . . . . . . . . . . . . . . . . . . . . . . . . . . . . . . . . . . . 75
Call Guide action . . . . . . . . . . . . . . . . . . . . . . . . . . . . . . . . . . . . . . . . . . . . . . . . . . . . . . . . . 76
Change Field action . . . . . . . . . . . . . . . . . . . . . . . . . . . . . . . . . . . . . . . . . . . . . . . . . . . . . . . 77
Creating a dynamic Change Field action . . . . . . . . . . . . . . . . . . . . . . . . . . . . . . . . . . 79
Close Window action. . . . . . . . . . . . . . . . . . . . . . . . . . . . . . . . . . . . . . . . . . . . . . . . . . . . . . 81
Using buttons to control window close actions. . . . . . . . . . . . . . . . . . . . . . . . . . . . . 82
Commit Changes action. . . . . . . . . . . . . . . . . . . . . . . . . . . . . . . . . . . . . . . . . . . . . . . . . . . . 82
Using Commit Changes with a dialog box . . . . . . . . . . . . . . . . . . . . . . . . . . . . . . . . 83
DDE action. . . . . . . . . . . . . . . . . . . . . . . . . . . . . . . . . . . . . . . . . . . . . . . . . . . . . . . . . . . . . . . 83
Direct SQL action . . . . . . . . . . . . . . . . . . . . . . . . . . . . . . . . . . . . . . . . . . . . . . . . . . . . . . . . . 83
Making sure your SQL commands are secure. . . . . . . . . . . . . . . . . . . . . . . . . . . . . . 84
DSO action. . . . . . . . . . . . . . . . . . . . . . . . . . . . . . . . . . . . . . . . . . . . . . . . . . . . . . . . . . . . . . . 85
Exit Guide action . . . . . . . . . . . . . . . . . . . . . . . . . . . . . . . . . . . . . . . . . . . . . . . . . . . . . . . . . 86
Go to Guide Label action. . . . . . . . . . . . . . . . . . . . . . . . . . . . . . . . . . . . . . . . . . . . . . . . . . . 86
Goto action. . . . . . . . . . . . . . . . . . . . . . . . . . . . . . . . . . . . . . . . . . . . . . . . . . . . . . . . . . . . . . . 87
Log to File action. . . . . . . . . . . . . . . . . . . . . . . . . . . . . . . . . . . . . . . . . . . . . . . . . . . . . . . . . . 88
Message action . . . . . . . . . . . . . . . . . . . . . . . . . . . . . . . . . . . . . . . . . . . . . . . . . . . . . . . . . . . 88
Using the message action to create tooltips . . . . . . . . . . . . . . . . . . . . . . . . . . . . . . . . 90
Using the Prompt Bar . . . . . . . . . . . . . . . . . . . . . . . . . . . . . . . . . . . . . . . . . . . . . . . . . . 93
Notify action . . . . . . . . . . . . . . . . . . . . . . . . . . . . . . . . . . . . . . . . . . . . . . . . . . . . . . . . . . . . . 95
Creating a notify action. . . . . . . . . . . . . . . . . . . . . . . . . . . . . . . . . . . . . . . . . . . . . . . . . 96
OLE Automation action. . . . . . . . . . . . . . . . . . . . . . . . . . . . . . . . . . . . . . . . . . . . . . . . . . . 101
Open Window action. . . . . . . . . . . . . . . . . . . . . . . . . . . . . . . . . . . . . . . . . . . . . . . . . . . . . 102
Creating Open Window actions for dialog boxes. . . . . . . . . . . . . . . . . . . . . . . . . . 103
Creating Open Window actions for Search or Submit windows . . . . . . . . . . . . . 106
Creating Open Window actions for Modify or Display windows. . . . . . . . . . . . 108
Creating Open Window actions for reports. . . . . . . . . . . . . . . . . . . . . . . . . . . . . . . 112

Contents 7
Creating Open Window actions for Popup window. . . . . . . . . . . . . . . . . . . . . . . 117
Using a dynamic data source in Open Window actions . . . . . . . . . . . . . . . . . . . . 119
Allowing users to select a view based on preferences. . . . . . . . . . . . . . . . . . . . . . 119
Push Fields action . . . . . . . . . . . . . . . . . . . . . . . . . . . . . . . . . . . . . . . . . . . . . . . . . . . . . . . 119
Using a dynamic data destination . . . . . . . . . . . . . . . . . . . . . . . . . . . . . . . . . . . . . . 122
Run Macro action. . . . . . . . . . . . . . . . . . . . . . . . . . . . . . . . . . . . . . . . . . . . . . . . . . . . . . . . 123
Run Process action. . . . . . . . . . . . . . . . . . . . . . . . . . . . . . . . . . . . . . . . . . . . . . . . . . . . . . . 124
Run Process action and access control . . . . . . . . . . . . . . . . . . . . . . . . . . . . . . . . . . . 125
Using the Run Process command in a browser. . . . . . . . . . . . . . . . . . . . . . . . . . . . 125
Creating a Run Process action. . . . . . . . . . . . . . . . . . . . . . . . . . . . . . . . . . . . . . . . . . 125
Running AR System application processes from an active link. . . . . . . . . . . . . . 126
Running external processes on a client computer . . . . . . . . . . . . . . . . . . . . . . . . . 126
Command line syntax guidelines . . . . . . . . . . . . . . . . . . . . . . . . . . . . . . . . . . . . . . . 126
Service action . . . . . . . . . . . . . . . . . . . . . . . . . . . . . . . . . . . . . . . . . . . . . . . . . . . . . . . . . . . 127
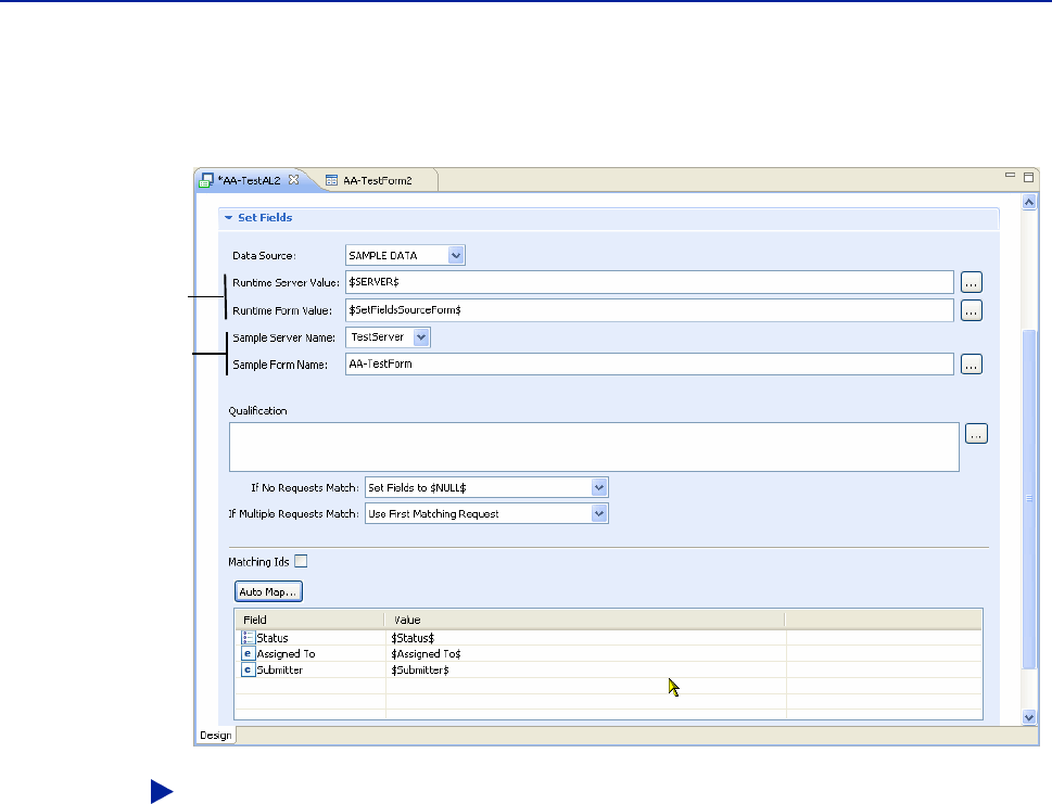
Set Fields action . . . . . . . . . . . . . . . . . . . . . . . . . . . . . . . . . . . . . . . . . . . . . . . . . . . . . . . . . 129
Set Fields data sources . . . . . . . . . . . . . . . . . . . . . . . . . . . . . . . . . . . . . . . . . . . . . . . . 129
Defining a Set Fields action . . . . . . . . . . . . . . . . . . . . . . . . . . . . . . . . . . . . . . . . . . . . 130
Special considerations for Set Fields actions. . . . . . . . . . . . . . . . . . . . . . . . . . . . . . 136
Wait action . . . . . . . . . . . . . . . . . . . . . . . . . . . . . . . . . . . . . . . . . . . . . . . . . . . . . . . . . . . . . 136
Chapter 5 Defining guides and guide actions 137
Process for creating guides. . . . . . . . . . . . . . . . . . . . . . . . . . . . . . . . . . . . . . . . . . . . . . . . 138
Creating guides . . . . . . . . . . . . . . . . . . . . . . . . . . . . . . . . . . . . . . . . . . . . . . . . . . . . . . . . . 140
Setting active link guide or filter guide properties. . . . . . . . . . . . . . . . . . . . . . . . . 145
Shared guides . . . . . . . . . . . . . . . . . . . . . . . . . . . . . . . . . . . . . . . . . . . . . . . . . . . . . . . . . . . 146
Shared guide examples. . . . . . . . . . . . . . . . . . . . . . . . . . . . . . . . . . . . . . . . . . . . . . . . 147
Active link guides . . . . . . . . . . . . . . . . . . . . . . . . . . . . . . . . . . . . . . . . . . . . . . . . . . . . . . . 148
How active links interact with guides . . . . . . . . . . . . . . . . . . . . . . . . . . . . . . . . . . . 149
Using active link guides in client-side table fields. . . . . . . . . . . . . . . . . . . . . . . . . 151
Using interactive active link guides in BMC Remedy User . . . . . . . . . . . . . . . . . 154
Filter guides . . . . . . . . . . . . . . . . . . . . . . . . . . . . . . . . . . . . . . . . . . . . . . . . . . . . . . . . . . . . 158
Using a filter guide to loop through a table field . . . . . . . . . . . . . . . . . . . . . . . . . . 160
Chapter 6 Using buttons and menu bar items to execute active links 165
Understanding how buttons and menu items work with active links . . . . . . . . . . . 166
Creating and modifying menus and toolbar items. . . . . . . . . . . . . . . . . . . . . . . . . . . . 167
Creating accelerator keys for your menu items . . . . . . . . . . . . . . . . . . . . . . . . . . . 169
Creating toolbar buttons. . . . . . . . . . . . . . . . . . . . . . . . . . . . . . . . . . . . . . . . . . . . . . . 169
Associating active links with buttons and menu items . . . . . . . . . . . . . . . . . . . . . . . . 170
Deleting buttons and menu items . . . . . . . . . . . . . . . . . . . . . . . . . . . . . . . . . . . . . . . . . . 171
Modifier keywords for use in workflows. . . . . . . . . . . . . . . . . . . . . . . . . . . . . . . . . . . . 172
Using the modifier keywords . . . . . . . . . . . . . . . . . . . . . . . . . . . . . . . . . . . . . . . . . . 172
Chapter 7 Workflow processing 175
Active link processing. . . . . . . . . . . . . . . . . . . . . . . . . . . . . . . . . . . . . . . . . . . . . . . . . . . . 176
Filter processing in the AR System server . . . . . . . . . . . . . . . . . . . . . . . . . . . . . . . . . . . 177
Filter execution order . . . . . . . . . . . . . . . . . . . . . . . . . . . . . . . . . . . . . . . . . . . . . . . . . 178
Filter phases . . . . . . . . . . . . . . . . . . . . . . . . . . . . . . . . . . . . . . . . . . . . . . . . . . . . . . . . . 178

8 Workflow Objects Guide
Error processing. . . . . . . . . . . . . . . . . . . . . . . . . . . . . . . . . . . . . . . . . . . . . . . . . . . . . . 187
Tracing active link, filter, or escalation activity. . . . . . . . . . . . . . . . . . . . . . . . . . . . . . . 191
Chapter 8 Using Analyzer to find problems in your applications 193
Analyzer rules and messages . . . . . . . . . . . . . . . . . . . . . . . . . . . . . . . . . . . . . . . . . . . . . . 194
Analyzing server objects . . . . . . . . . . . . . . . . . . . . . . . . . . . . . . . . . . . . . . . . . . . . . . . . . . 206
Working with the Analyzer View tab . . . . . . . . . . . . . . . . . . . . . . . . . . . . . . . . . . . . . . . 209
Launching the Analyzer from a command line. . . . . . . . . . . . . . . . . . . . . . . . . . . . . . . 211
Options for Analyzer from a command line . . . . . . . . . . . . . . . . . . . . . . . . . . . . . . 212
Examples of the Analyzer command . . . . . . . . . . . . . . . . . . . . . . . . . . . . . . . . . . . . 213
Appendix A Operators, wildcards, keywords, and NULL values 215
Operators. . . . . . . . . . . . . . . . . . . . . . . . . . . . . . . . . . . . . . . . . . . . . . . . . . . . . . . . . . . . . . . 216
Operator types . . . . . . . . . . . . . . . . . . . . . . . . . . . . . . . . . . . . . . . . . . . . . . . . . . . . . . . 216
Operator precedence . . . . . . . . . . . . . . . . . . . . . . . . . . . . . . . . . . . . . . . . . . . . . . . . . . 219
Wildcards. . . . . . . . . . . . . . . . . . . . . . . . . . . . . . . . . . . . . . . . . . . . . . . . . . . . . . . . . . . . . . . 220
Validating wildcard pattern matching . . . . . . . . . . . . . . . . . . . . . . . . . . . . . . . . . . . 221
Keywords. . . . . . . . . . . . . . . . . . . . . . . . . . . . . . . . . . . . . . . . . . . . . . . . . . . . . . . . . . . . . . . 221
Functions . . . . . . . . . . . . . . . . . . . . . . . . . . . . . . . . . . . . . . . . . . . . . . . . . . . . . . . . . . . . . . . 229
NULL values, relational algebra, and AR System. . . . . . . . . . . . . . . . . . . . . . . . . . . . . 241
About the NULL value . . . . . . . . . . . . . . . . . . . . . . . . . . . . . . . . . . . . . . . . . . . . . . . . 241
Relational algebra and qualifications involving NULL . . . . . . . . . . . . . . . . . . . . . 241
NULL values and AR System. . . . . . . . . . . . . . . . . . . . . . . . . . . . . . . . . . . . . . . . . . . 242
Appendix B Additional ways to use the Set Fields action 243
Assigning values through SQL statements. . . . . . . . . . . . . . . . . . . . . . . . . . . . . . . . . . . 244
Performing the SQL operation. . . . . . . . . . . . . . . . . . . . . . . . . . . . . . . . . . . . . . . . . . 248
Assigning values by issuing requests to a Filter API Plug-In service. . . . . . . . . . . . . 249
Assigning values using function results. . . . . . . . . . . . . . . . . . . . . . . . . . . . . . . . . . . . . 251
Specifying arguments that use a comma as a decimal separator . . . . . . . . . . . . . 252
Assigning values from process results . . . . . . . . . . . . . . . . . . . . . . . . . . . . . . . . . . . . . . 253
Assigning values by using arithmetic operations . . . . . . . . . . . . . . . . . . . . . . . . . . . . . 255
Appendix C Using Run Process and $PROCESS$ commands 257
Overview . . . . . . . . . . . . . . . . . . . . . . . . . . . . . . . . . . . . . . . . . . . . . . . . . . . . . . . . . . . . . . . 258
When to use a Run Process action or a Set Fields action with $PROCESS$ . . . . 258
Types of process commands. . . . . . . . . . . . . . . . . . . . . . . . . . . . . . . . . . . . . . . . . . . . 259
Process command syntax. . . . . . . . . . . . . . . . . . . . . . . . . . . . . . . . . . . . . . . . . . . . . . . . . . 259
Server syntax for Application commands in an active link. . . . . . . . . . . . . . . . . . 259
Case sensitivity and using quotation marks . . . . . . . . . . . . . . . . . . . . . . . . . . . . . . 260
Syntax exception—Application commands with qualifications. . . . . . . . . . . . . . 260
Process commands . . . . . . . . . . . . . . . . . . . . . . . . . . . . . . . . . . . . . . . . . . . . . . . . . . . . . . . 261
Ability to change the form mode. . . . . . . . . . . . . . . . . . . . . . . . . . . . . . . . . . . . . . . . 284
Ability to modify data on display forms . . . . . . . . . . . . . . . . . . . . . . . . . . . . . . . . . 285
Ability to modify toolbar option . . . . . . . . . . . . . . . . . . . . . . . . . . . . . . . . . . . . . . . . 285
Ability to highlight required fields through workflow . . . . . . . . . . . . . . . . . . . . . 286
Sending events to the Data Visualization definitions. . . . . . . . . . . . . . . . . . . . . . . . . . 287

Contents 9
Appendix D Workflow extras 289
Allowing data to be dragged and dropped . . . . . . . . . . . . . . . . . . . . . . . . . . . . . . . . . . 290
Which fields can be dragged and dropped . . . . . . . . . . . . . . . . . . . . . . . . . . . . . . . 291
Example 1: Dragging and dropping data between character fields. . . . . . . . . . . 292
Example 2: Copying data between tables . . . . . . . . . . . . . . . . . . . . . . . . . . . . . . . . 293
Example 3: Dynamically setting fields that are droppable . . . . . . . . . . . . . . . . . . 294
Sending events between windows . . . . . . . . . . . . . . . . . . . . . . . . . . . . . . . . . . . . . . . . . 295
Additional considerations for sending events . . . . . . . . . . . . . . . . . . . . . . . . . . . . 296
Example of sending events between windows. . . . . . . . . . . . . . . . . . . . . . . . . . . . 297
Controlling row selection in a table field . . . . . . . . . . . . . . . . . . . . . . . . . . . . . . . . . . . . 300
Restricting filter data retrieval by user permissions. . . . . . . . . . . . . . . . . . . . . . . . . . . 301
How Get Data As User works . . . . . . . . . . . . . . . . . . . . . . . . . . . . . . . . . . . . . . . . . . 302
When Get Data As User is applied. . . . . . . . . . . . . . . . . . . . . . . . . . . . . . . . . . . . . . 303
Filter log output for Get Data As. . . . . . . . . . . . . . . . . . . . . . . . . . . . . . . . . . . . . . . . 303
Index 305
10 Workflow Objects Guide

Preface 11
Preface
IMPORTANT
The compatibility information listed in the product documentation is subject to
change. See the compatibility matrix at http://www.bmc.com/support for the
latest, most complete information about what is officially supported.
Carefully read the system requirements for your particular operating system and
database, especially the necessary patch requirements.
Audience
This manual contains reference information and procedures for creating,
modifying, and maintaining AR System workflow objects, including active links,
filters, and escalations. It is written for developers and administrators who create,
customize, and maintain applications based on BMC Remedy Action Request
System (AR System).
To follow the procedures in this guide, you will need to be able to log in to
AR System with BMC Remedy Developer Studio as an administrator or
subadministrator, and you must also be able to use BMC Remedy User or the web
client. You should be familiar with BMC Remedy Developer Studio basics before
you begin. For an introduction to BMC Remedy Developer Studio, see the
Introduction to Application Development with BMC Remedy Developer Studio
guide.
AR System documents
The following table lists documentation available for AR System 7.6.04.
Unless otherwise noted, online documentation in Adobe Acrobat (PDF) format is
available on AR System product installation DVDs, on the Customer Support
website (http://www.bmc.com/support), or both.

12 Workflow Objects Guide
BMC Remedy Action Request System 7.6.04
You can access product help through each product’s Help menu or by clicking
Help links.
NOTE
The AR System product help has not been updated for version 7.6.04. The help
topics still apply to version 7.6.03. For the most recent content, refer to the PDF
documentation.
Title Description Audience
Concepts Guide1Overview of AR System architecture and features; includes
information about add-on products that extend AR System
functionality and a comprehensive glossary for the entire
AR System documentation set.
Everyone
Installation Guide Instructions for installing AR System. Administrators
Introduction to Application
Development with BMC
Remedy Developer Studio
Information about the development of AR System
applications, including an introduction to using BMC
Remedy Developer Studio.
Developers2
Form and Application
Objects Guide Information about AR System applications and their user
interface components, including forms, fields, views,
menus, and images.
Developers
Workflow Objects Guide Information about the AR System workflow objects (active
links, filters, and escalations) and how to use them to create
processes that enforce business rules.
Developers
Configuration Guide Information about configuring AR System servers and
clients, localizing, importing and exporting data, and
archiving data.
Administrators
BMC Remedy Mid Tier
Guide Information about configuring the mid tier, setting up
applications for the mid tier, and using applications in
browsers.
Administrators
Integration Guide Instructions for integrating AR System with external
systems by using web services, plug-ins, and other products,
including LDAP, OLE, and ARDBC.
Administrators/
Developers/
Programmers3
Optimizing and
Troubleshooting Guide Information about monitoring and maintaining AR System
and AR System applications to optimize performance and
solve problems.
Administrators/
Developers/
Programmers
Database Reference Database administration topics and rules related to how
AR System interacts with specific databases; includes an
overview of the data dictionary tables.
Administrators/
Developers/
Programmers
BMC Remedy Distributed
Server Option Guide Information about implementing a distributed AR System
server environment with BMC Remedy Distributed Server
Option (DSO).
Administrators
BMC Remedy Flashboards
Guide Instructions for creating, modifying, and administering
flashboards to display and monitor AR System information. Administrators/
Developers
C API Reference Information about AR System data structures, C API
function calls, and OLE support. Programmers
C API Quick Reference Quick reference to C API function calls. Programmers

Preface 13
AR System documents
1 The full title of each guide includes BMC Remedy Action Request System 7.6.04
(for example, BMC Remedy Action Request System 7.6.04 Concepts Guide), except
Java API Information about Oracle Java classes, methods, and
variables that integrate with AR System. For the location of
the JAR file containing this online documentation, see the
information about the Java API in the Integration Guide.
Programmers
Java Plug-in API Information about Java classes, methods, and variables used
to write plug-ins for AR System. For the location of the JAR
file containing this online documentation, see the
information about plug-ins in the Integration Guide.
Programmers
BMC Remedy Email Engine
Guide Instructions for configuring and using BMC Remedy Email
Engine. Administrators
Error Messages Guide Descriptions of AR System error messages. Administrators/
Developers/
Programmers
Master Index Combined index of all books. Everyone
BMC Remedy Approval
Server Guide Instructions for using BMC Remedy Approval Server to
automate approval and signature processes in your
organization.
Administrators
Release Notes Information about new features, compatibility, and
international issues. Everyone
Release Notes with Known
Issues Information about new features, compatibility, international
issues, installation planning, and open issues. Everyone
BMC Remedy User Help Instructions for using BMC Remedy User. Everyone
BMC Remedy Developer
Studio Help Instructions for using BMC Remedy Developer Studio to
develop AR System forms, workflow objects, and
applications.
Developers
BMC Remedy Data Import
Help Instructions for using BMC Remedy Data Import. Administrators
BMC Remedy Alert Help Instructions for using BMC Remedy Alert. Everyone
BMC Remedy Mid Tier
Configuration Tool Help Instructions for configuring BMC Remedy Mid Tier. Administrators
BMC Remedy Browser
Help Instructions for using AR System forms in browsers. Everyone
BMC Remedy Migrator
7.6.04 BMC Remedy
Migrator Guide
Outlines procedures for installing BMC Remedy Migrator,
setting options, and performing migration tasks. Administrators /
Developers
BMC Remedy Migrator
online help Procedures for setting BMC Remedy Migrator options and
performing migration tasks. Administrators /
Developers
BMC Remedy Encryption
Security 7.6.04 BMC
Remedy Encryption
Security Guide
Provides an overview of the BMC Remedy Encryption
Security products and explains how to install and configure
them.
Administrators
Title Description Audience

14 Workflow Objects Guide
BMC Remedy Action Request System 7.6.04
the BMC Remedy Migrator Guide and BMC Remedy Encryption Security Guide.
2 Application developers who use BMC Remedy Developer Studio.
3 C and Java programmers who write plug-ins and clients for AR System.
Terminology note
In this guide, the term button refers to a button that you place in a form to execute
an active link; the term toolbar button refers to a button in a toolbar, which, in the
case of active links, is the toolbar in BMC Remedy User. A menu bar item refers to
the items displayed from a top-level menu in BMC Remedy User. Do not confuse
it with a menu attached to a field.

Chapter 1 Introducing workflow 15
Chapter
1Introducing workflow
This section introduces the three AR System workflow objects: active links, filters,
and escalations. By using workflow, you can define a set of processes to enforce
business rules such as approval and service level requirements, tracking defects or
assets, and so on.
For background information about workflow, see the Concepts Guide, “Workflow,”
page 37.
The following topics are provided:
Workflow basics (page 16)
Workflow objects (page 16)
General procedures for workflow objects (page 19)
Graphical representation of workflow events (page 23)
Shared workflow (page 32)

16 Workflow Objects Guide
BMC Remedy Action Request System 7.6.04
Workflow basics
AR System workflow consists of active links, filters, and escalations that carry out
business processes. For information about what these three main types of
workflow, see “Workflow objects” on page 16.
All workflow objects include the following elements:
An associated form is the basis for every workflow action. Sometimes a
workflow object has more than one associated form, but one form is defined as
the primary form and acts as the reference for fields and data used by the
workflow. See “Configuring workflow forms and execution options” on page 35
and “Shared workflow” on page 32.
Workflow execution options determine when the workflow runs. See
“Configuring workflow forms and execution options” on page 35.
Run If qualifications (optional) determine whether the workflow’s If Actions or
Else Actions are carried out. See “Building qualifications and expressions” on
page 49.
Workflow actions determine what an active link, filter, or escalation does when
it runs. See “Specifying workflow actions” on page 63.
You can use active link guides and filter guides to control the order of workflow
actions and organize a related set of workflow objects. See “Defining guides and
guide actions” on page 137.
Active links allow you to create workflow designed for user interaction. You can
use buttons and field menus with active links to assist the user. See “Using buttons
and menu bar items to execute active links” on page 165.
For information about how AR System processes active links, filters, and
escalations, see “Workflow processing” on page 175.
Workflow objects
Workflow objects automate your organization’s business processes. You can create
active links, filters, and escalations to perform actions on one form or several
forms. When workflow is attached to multiple forms, it is considered shared
workflow. See “Shared workflow” on page 32 for more information.
Active links, filters, and escalations share many similarities, but also have several
differences that are described in this section.

Chapter 1 Introducing workflow 17
Workflow objects
About active links
An active link is an action or a series of actions that are triggered when a user
performs an operation and are conditionally interpreted. The interpretation occurs
on the AR System client in the current form window, and run with the permission
of the user. For example, you might define an active link that displays a list of all
problems reported for the current workstation whenever a user presses Enter in
the Workstation field.
When an active link is executed, it can trigger varying actions as the result of a
single user action. When you design an active link, you specify the conditions
under which the active link executes, and further conditions to determine which
action it will take. For example, an active link could attach one menu to the Short
Description field if the user is a member of the Human Resources department, or
else attach a different menu if the user is a member of the Shipping department.
Active links can be grouped into execution groupings called active link guides that
allow procedural processing.
NOTE
Active links cannot be triggered through the use of an API program.
About filters
Filters implement and enforce your organization’s business rules. A filter tests
every request transaction to see if certain conditions are met, and then responds to
the conditions by taking specific actions. For example, a filter can notify support
staff members when they are assigned responsibility for a new request.
Filters can act on virtually any condition that arises in a request. For example,
filters can restrict how users create or modify a request. As another example, a
filter can check for conditions in requests that are submitted by a network
management system for a device that the system is monitoring. Then, the filter can
automatically call a program to control that device.
Filters execute on the AR System server and run with administrator permissions.
This means that filters can access any field in the AR System database, even if the
field is not available to the user (no view or change access).
Filters can be grouped into filter guides to control the order of processing. For
more information, see Chapter 5, “Defining guides and guide actions.”
About escalations
An escalation causes a condition to be checked on a regular basis and, depending
on whether and how the condition is met, performs one or more actions. For
example, an escalation can set the priority of a request to Urgent if the request is
not closed within 24 hours, or send a page to a support staff member if a critical
request has not been addressed in one hour.

18 Workflow Objects Guide
BMC Remedy Action Request System 7.6.04
Escalations execute on the AR System server and run with administrator
permissions. Unlike filters, which run in response to a specific operation,
escalations run at a specific time or after a defined time interval. Also, when they
run, escalations find and act on all requests that meet a qualification, while filters
act on the current request if it meets a qualification.
At the time specified in the escalation, AR System searches for requests that match
the escalation qualification and performs the specified escalation actions on those
requests that match.
Escalations can be assigned to pools so the escalations from each pool run in
parallel on separate threads within the escalation queue. To use escalation pools,
you must first configure multiple threads for the escalation queue as described in
the Configuration Guide, “Queues,” page 27. If you assign an escalation to a pool
that has no thread configured, the escalation is run by the first thread.
All escalations in a particular pool run on the same thread, so the execution of
escalations within a pool is serialized. Escalations run in the order of their firing
times, but an escalation is delayed if an escalation from the same pool is currently
running. If two or more escalations have dependencies and must not run at the
same time, put them into the same pool to make sure they run in sequence.
Workflow comparison
Table 1-1 summarizes the functionality of active links, filters, and escalations.
Table 1-1: Workflow comparison
Active Links Filters Escalations
Where performed Client, current form
window Server Server
Executed by A user performing an
action A specific operation A specific time
Purpose Help the user to do
something Implement and
enforce business rules Initiate and ensure
timely actions
What they do Start a series of
actions that are
conditionally
interpreted
Test every server
transaction on the
form to see if
conditions are met in
the current request,
and respond by
taking specific actions
At a specified time or
time interval, check
whether conditions
are met for requests
existing in the form,
and if so, perform
actions on requests
that meet conditions
Run with
permissions of User Administrator Administrator
Example Populate all name and
address fields when
user presses Enter in
Last Name field
Notify support staff
members when they
are assigned a new
request
Page a support staff
member if a Critical
request has not been
addressed in one hour

Chapter 1 Introducing workflow 19
General procedures for workflow objects
General procedures for workflow objects
You create and manage workflow objects in BMC Remedy Developer Studio.
Although active links, filters, and escalations have different purposes and
properties, many procedures for working with them are the same.
This guide describes some common procedures for working with workflow
objects. Other common procedures are described in other documents, as shown in
the following table.
Using menu options in BMC Remedy Developer Studio
In BMC Remedy Developer Studio, you can access most menu options in multiple
ways, including the use of right-click pop-up menus, main menu options, and
menu bar icons. For example, to add an If Action to an active link, filter, or
escalation, you can access the menu choices by any of these three methods:
Right-click the If Actions panel heading, and then select Add Action.
Table 1-2: Where to find information about workflow objects
For Information about See
Creating, copying, renaming, and deleting AR System objects The Introduction to Application
Development with BMC Remedy Developer
Studio guide.
Assigning permissions (enables you to specify users and
groups who can access an object) “Workflow object properties” on page 47 in
this guide and Form and Application Objects
Guide, “Assigning permissions,” page 58.
Entering change history (a record of an object’s owner, the user
who last modified the object, and the date of modification) Introduction to Application Development
with BMC Remedy Developer Studio,
“Updating change history,” page 53.
Creating and modifying help text for objects Introduction to Application Development
with BMC Remedy Developer Studio,
“Providing help text,” page 54.
Creating a log file for tracing object activity (You can create a
record of an object’s operation, including what executed and
whether it was successful.)
“Tracing active link, filter, or escalation
activity” on page 191.

20 Workflow Objects Guide
BMC Remedy Action Request System 7.6.04
Select the main menu option Workflow > Add If Actions.
Click the down arrow next to the Add If Action icon in the menu bar.
The procedures in this document describe using the right-click menu whenever it
is available.
Using the workflow editor in BMC Remedy Developer Studio
When you open an active link, filter, or escalation, it appears as the active tab in the
editor area of BMC Remedy Developer Studio. The information that defines the
workflow object is organized into collapsible panels that you open to modify the
object. Figure 1-1 shows the workflow editor, with the active link
Sample:ShowAllClasses open in the active tab.
Add If Action icon
with down arrow

Chapter 1 Introducing workflow 21
General procedures for workflow objects
Figure 1-1: The workflow editor with open workflow objects
You can open multiple editing panels to create or modify the active links, filters,
and escalations that you have permission to administer. In Figure 1-1, a new active
link, the filter Sample:Enroll, and the escalation Sample:SetToCompleted are also
open.
TIP
To maximize the editor, double-click the tab. You can also use the Editor
perspective in BMC Remedy Developer Studio to make the editor area larger. See
Introduction to Application Development with BMC Remedy Developer Studio,
“Opening an object for editing,” page 48.
The tab label for each workflow object displays the following information:
When you create a new object, the tab label indicates whether you are working
on an active link, filter, or escalation.
The tab’s icon also indicates whether the open object is an active link, filter, or
escalation.
After you save the workflow object, the tab label displays the name of the object.
When you make changes to a workflow object, an asterisk indicates that the
changes have not been saved. When you save the object, the asterisk disappears.
When you save a new active link, filter, or escalation, the workflow object title
changes to include the name of the object and the server it is located on. If the object
is part of an application, the application name also appears in the object title.
Active link (saved) Active link (new, not saved) Filter (modified, not saved) Escalation Workflow object title

22 Workflow Objects Guide
BMC Remedy Action Request System 7.6.04
Table 1-3 provides an overview of the settings located in each of the expanding
panels in a workflow object. For specific information about configuring these
settings, see the referenced sections of this guide.
Table 1-3: Workflow editor panels
Panel label Active links Filters Escalations
Associated forms
See “Associating
workflow objects
with forms” on
page 36.
Select the form or forms associated with the active link, filter, or escalation.
Identify the primary form, if there is more than one associated form.
Execution options
See “Defining
workflow
execution options”
on page 37.
Set the state to Enabled or
Disabled.
Select the user actions and
associated fields
(including buttons and
menu options) that will
execute the active link.
Select the execution order
and interval, if any.
Set the state to Enabled or
Disabled.
Select the actions that will
cause the server to execute
the filter.
Select the execution order.
Set the state to Enabled or
Disabled.
Set the escalation pool
number, if any.
Define the escalation time
criteria, including
whether the escalation
runs at the specified days
and times, or at an time
interval.
Run If
See Chapter 3,
“Building
qualifications and
expressions.”
Define the Run If conditions that determine whether the active link, filter, or escalation
will run.
Error handler
See “Error
handling filters”
on page 187.
Not applicable Enable or disable the use of
an error handler.
Select the error-handling
filter, if any.
Not applicable.
If Actions
See Chapter 4,
“Specifying
workflow
actions.”
Define the actions that execute when the Run If conditions are met.
Else Actions
See Chapter 4,
“Specifying
workflow
actions.”
Define the actions, if any, that execute when the Run If conditions are not met. The Else
action is optional.

Chapter 1 Introducing workflow 23
Graphical representation of workflow events
Graphical representation of workflow events
Beginning with release 7.6.04, the Event Navigator and Workflow Execution
Viewer interfaces have been introduced in BMC Remedy Developer Studio.
These interfaces are supported for version 7.6.04 or later of the AR System server.
Context menus that enable you to launch the Workflow Execution Viewer and
Event Navigator are available only if you select Record Object Relationships on the
Configuration tab of the AR System Administration: Server Information form.
For more information, see the Configuration Guide, “Server Information—
Configuration tab,” page 128.
This section provides the following information about these interfaces:
About the Event Navigator (page 23)
Launching the Event Navigator (page 25)
About the Workflow Execution Viewer (page 26)
Launching the Workflow Execution Viewer (page 32)
About the Event Navigator
BMC Remedy Developer Studio provides an Event Navigator view for a form,
which helps you in the following ways:
Displays in a tree structure the form events and field events that have workflow
associated with them, thus outlining the events related to the form and its fields.
Synchronizes itself with the active Form editor when the Link with Form Editor
option is enabled.
Enables you to view the workflow associated with an event easily.
The Event Navigator view can only be launched for one form at a time. See
“Launching the Event Navigator.”

24 Workflow Objects Guide
BMC Remedy Action Request System 7.6.04
Figure 1-2: The Event Navigator view
The top-most parent node in the tree structure is the form node, which represents
the form whose event navigation is being viewed. Only those events that have
workflow associated with them are listed. When you open this view for the first
time or switch to a different form’s view, all the nodes are collapsed. You must
expand each non-leaf node to view its details.
NOTE
The Event Navigator lists only those events that have workflow in the Enabled
state associated with them.
The first child node is Form Events, which lists the events and escalations
associated with the form. The time-based event nodes under Form Events might
vary based on the number and type of escalations.
The second child node is either Field Events or Fields, depending on whether the
View by Events or View by Fields option is set. Use the first two icons in the tab
group toolbar to specify your choice; they are mutually exclusive. For more
information, see “Tab group toolbar buttons in the Event Navigator” on page 25.
NOTE
When viewing by events, a field can appear under multiple event nodes
depending on the events on which the workflow is fired.
The Show Workflow context menu is enabled only for the leaf nodes, whether it is
a field or an event.

Chapter 1 Introducing workflow 25
Graphical representation of workflow events
Relevant changes to the form, like addition or deletion of fields or workflow
associated with the form or its fields, are reflected immediately in the Event
Navigator.
Tab group toolbar buttons in the Event Navigator
The following buttons are available in the Event Navigator:
View by Events ( )—Click to display the list of fields sorted by events. Expand
the individual event nodes to view the fields to which they belong.
View by Fields ( )—Click to display the list of events sorted by fields. Expand
the individual field nodes to view the related events.
Link with Form Editor ( )—The Link with Form Editor button on the tab
group toolbar works as follows:
When selected, it links the Event Navigator with the active Form editor. This
is useful when you want to watch the event navigation for a form being
edited. When you select a field or event node in the Event Navigator, the
appropriate field in the Form editor gets selected.
If you switch a different form in the Form editor, the Event Navigator
displays the events of the currently active form.
If you reload the Event Navigator for a different form by using the Show
Event Navigator menu in the Object List view, then the events for the new
form are displayed. However, because Link with Form Editor is selected,
switching to the previous form in the Form editor displays its events again.
When deselected, the automatic synchronization is switched off, and you need
to manually launch the Event Navigator from a form being edited. See
“Launching the Workflow Execution Viewer.”
If the Form editor view is not open, then the state of the Link with Form Editor
toggle button has no effect. The Event Navigator displays the events of the form
from which you trigger the command.
Launching the Event Navigator
You can launch the Event Navigator by using the Window menu, but to use the
view, you should open in the context of a form or field.
To launch the Event Navigator regardless of a form
1Choose Window > Show View > Other.
2In the Show View dialog, either type Event Navigator as the filter text, or expand
BMC Remedy Developer Studio, select Event Navigator, and click OK.

26 Workflow Objects Guide
BMC Remedy Action Request System 7.6.04
To launch the Event Navigator for a particular form
1Select the form in the Object List view.
2From the context menu, select Show Event Navigator.
NOTE
The Show Event Navigator menu is only available in the Object List view for
forms. This menu is disabled if you select multiple forms in the Object List view.
About the Workflow Execution Viewer
Application developers often need to understand how workflows associated with
a single form are linked to each other, or how one workflow triggers some other
workflow of a different form. In this regard, the Workflow Execution Viewer
enables developers to do the following, without having to open forms and
workflow objects:
Generate a graphical representation of a workflow process, known as a
workflow diagram.
Document the flows and objects in a workflow.
See “Launching the Workflow Execution Viewer.”
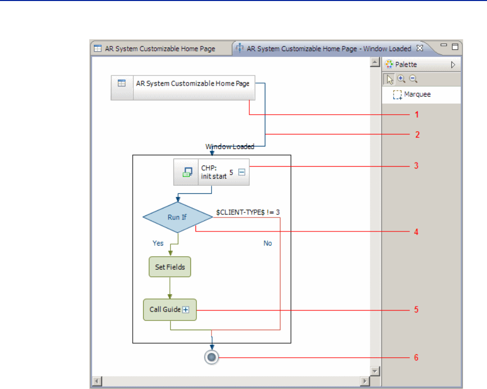
The workflow diagram depicts a series of activities, with an event as the starting
point followed by sequential flow of control from one workflow object to another.
Workflow objects appear in their order of execution. The workflow diagram ends
when the last workflow object completes its execution.
Developers can expand each workflow object to view the actions and conditions
involved. Workflow actions are executed in sequence.
The Workflow Execution Viewer is an editor that is always in the read-only state,
and appears at the center of the workbench. It can utilize the maximum available
space, which helps to view workflows that expand horizontally and vertically,
when a developer drills down into a workflow.
This section describes the following aspects of the Workflow Execution Viewer:
Events depicted in the Workflow Execution Viewer (page 27)
Elements of the Workflow Execution Viewer (page 28)
Operations in the Workflow Execution Viewer (page 31)

Chapter 1 Introducing workflow 27
Graphical representation of workflow events
Events depicted in the Workflow Execution Viewer
The Workflow Execution Viewer depicts Form events and Side-effect events.
Form events
A form event could be one of many events that occur in sequence, in which case
previous events may affect the current event. For example:
When a form is opened, depending on the mode, the On Window Loaded event
occurs, followed by On Display or On Window Opened.
When an Apply action is performed, depending on the mode, the active link
Modify or active link Submit, active link After Modify or active link After
Submit, and Filter On Submit events occur sequentially.
For more information about form operations, see “Active link processing” on
page 176.
Table 1-4 lists the form events (excluding those triggered by user actions) that can
be depicted in the Workflow Execution Viewer.
Table 1-4: Form operations depicted in the Workflow Execution Viewer
Super event Component events Description
Launch Form for New AL: On Window Open
AL: On Window Loaded
AL: On Set Default
This super event is triggered if the Open
Window action is defined on the form to open
the same form or another form; the On Set
Default active link is triggered only if the option
to set fields to default values is specified in the
Open Window action for the Search or Submit
window types.
Launch Form for Search AL: On Window Open
AL: On Window Loaded
AL: On Set Default
This super event is triggered if the Open
Window action is defined on the form to open
the same form or another form; the On Set
Default active link is triggered only if the option
to set fields to default values is specified in the
Open Window action for the Search or Submit
window types.
Launch Form for Modify AL: On Window Open
AL: On Window Loaded
AL: On Set Default
AL: On Search
AL: On Window Close
AL: On Window Open!
Filter: On Get Entry
AL: On Display
This super event is triggered if the Open
Window action is defined on the form to open
the same form or another form; the On Set
Default active link is triggered only if the option
to set fields to default values is specified in the
Open Window action for the Search or Submit
window types.
Note: The active link is invoked twice in the
second instance of On Window Open.
Save Modified AL-On Modify
Filter- On Modify
Filter-On Get Entry
AL-On After Modify
This super event can occur when a user invokes
the Save action (or the workflow performs a
commit action) in Modify mode.

28 Workflow Objects Guide
BMC Remedy Action Request System 7.6.04
Side-effect events
Actions in the workflow objects can trigger some other events, for example:
The Gain Focus event on a field can cause a Lose Focus event on some other
field, which is difficult to capture.
The Change Field action can trigger many events like Table Refresh, Gain Focus,
and so on, which might have further workflow associated with them.
The Push Fields action can trigger Modify, Submit, or Create events on the
server, which in turn may have many filters associated with them.
A Service Action almost always causes filters to fire.
Some special Run Process commands in active links can trigger events.
When creating a workflow, application developers can benefit from viewing
events (and the related workflow objects) that could possibly be triggered. To do
so, developers can introduce related diagrams into the Workflow Execution
Viewer on demand.
Elements of the Workflow Execution Viewer
The Workflow Execution Viewer contains items that depict the various elements
in workflow like the form and object for which the workflow is defined, the
qualifications and actions in a workflow, and so on.
Figure 1-3 depicts the following elements in the Workflow Execution Viewer:
1Form node—Appears as rectangle that contains the form type icon (regular, join,
display-only, vendor, or view) on the left and the form name on the right. It
represents a form object, and is included to show the source of an event. In most
cases, a form and its fields are the sources of events.
2Transition—Appears as a simple, directed line. The arrow head in a transition
indicates the direction of flow of control between actions within a workflow object
or between workflow objects.
Save New AL-On Submit
Filter-On Submit
Filter-On Get Entry
AL-On After Submit
AL-On Set Default
Filter-On Get Entry is invoked only if the AL-On
After Submit handler is defined.
AL-On Set Default depends on the user
preference. Set Default processing occurs only if
the Set Default option has been specified for an
Open Window action.
Search AL-On Search
AL-On Window Close
AL-On Window Open
Filter-On Get Entry
AL-On Display
This super event is triggered when a user
performs a search action on the form.
Table 1-4: Form operations depicted in the Workflow Execution Viewer
Super event Component events Description

Chapter 1 Introducing workflow 29
Graphical representation of workflow events
Some transitions have labels associated with them. A label could be an event name,
which indicates that the following workflow is triggered on that event. A label
could also indicate the condition on which the transition occurs. For example, a
transition from a Run-If qualification to the first action in the workflow can be
labeled “Y,” indicating that the transition occurs if the Run-If condition is satisfied.
If accompanied by a plus sign (+), it indicates that super events are associated with
the parent node. Click the plus sign to launch the super events.
3Workflow object node—Appears as a rectangle that contains the object type icon
(active link, filter, or escalation) on the left and the object name on the right. The
number on the node represents the execution order of that workflow object. If
accompanied by a plus sign (+), it indicates that the node can be expanded to views
its qualifications and actions.
4Qualification node—Appears as a rhombus that contains the qualification name.
Depending on the possible outcomes, one or more flows can originate from a
qualification node.
5Action node—Appears as a rounded rectangle that contains the action name. If
accompanied by a plus sign (+), it indicates one of the following:
The action node has side-effect events associated with it; click the plus sign to
launch the side-effect events.
The action node indicates a Call Guide action; click the plus sign to expand the
details-the guide name and its associated actions are displayed.
6End of workflow—Appears as two concentric circles (with a filled inner circle),
indicating that the workflow actions have been completed and no further activity
will take place for this workflow.

30 Workflow Objects Guide
BMC Remedy Action Request System 7.6.04
Figure 1-3: A form event displayed in the Workflow Execution Viewer
Generally, after the execution of a workflow action is completed the flow proceeds
to the next action. However, in some cases, the flow might not proceed
sequentially. For example:
If the workflow being executed is contained in a guide, then actions such as Exit
Guide and Goto Label can cause the flow to proceed either to the end of the
guide execution or to some other node in the guide.
For a Push Fields or Set Fields action, if a side-effect event is defined for the
records that match the Run-If qualification, a plus sign appears next to the node.
You can click the plus sign to expand and view the side-effect event.
If a developer specifies the Display ‘No Match’ Error option, then the workflow
diagram depicts that:
The flow associated with the failure of this qualification proceeds directly to
the end of the workflow node.
The flow associated with the success of this qualification proceeds to the next
action.
For a Message action, if the message type is Error, then the flow proceeds
directly to the end of the workflow node.

Chapter 1 Introducing workflow 31
Graphical representation of workflow events
Operations in the Workflow Execution Viewer
You can perform the following operations in the Workflow Execution Viewer:
Open—Right-click a node and select Open from the context menu to open the
object in an editor. For example, an action node opens in the workflow editor.
Document—Select one or more nodes and choose Document from the context
menu. The Document Objects dialog appears with the selected nodes already
added to the Select Objects panel. You can then proceed to document the
selected objects by using the Documenter tool.
Save As Image File—Select a node or right-click anywhere in the blank editor
area and select File > Save As Image File from the context menu. The Save As
Image File dialog box prompts you to provide a file name, location, and format.
The diagram is saved in the current state—nodes are neither expanded nor
collapsed when saving. You can also export the entire workflow diagram or the
selection to HTML by using this menu.
Print—Select one or more nodes and click File > Print. On the Print dialog, select
an option from the Diagram Print Range. Alternatively, right-click an empty
region in the Workflow Execution Viewer and use the File > Print context menu.
Expand or Collapse—Choose Expand or Collapse from the context menu of a
node. The Expand action expands a node and all its children; it expands the
current activity but not its related activities. The Collapse action collapses all the
child nodes of the selected node.
If you select the Expand or Collapse context menu from a blank area in the
workflow diagram, all the nodes in the diagram are expanded or collapsed,
except side-effect events, super events, and active link or filter guides.
Zoom—Use the Zoom In or Zoom Out toolbar buttons to zoom in or zoom out
of the current diagram.
Refresh—Click Refresh to reload the entire workflow diagram. This operation
reloads the workflow only if it was modified after being opened in the
Workflow Execution Viewer.
Show workflow details—Hover over an action node to see its workflow details
as a tool tip. The tooltip displays details similar to those seen in the active link,
filter, and escalation editors when their actions are in the collapsed state.
Marquee—Use the Marquee tool to select one or more nodes in the Workflow
Execution Viewer. A dotted rectangle appears when you click and drag the
mouse in an empty region, and all the nodes located in that region are selected.
To select a node, you need to cover the complete area of that node; it does not
get selected if you drag the mouse partially over the node.
The Marquee tool is useful when you want to perform the Save As Image File,
Open, Document, Expand, or Collapse operations on multiple nodes (those
selected by the marquee and not all the nodes or a single node).

32 Workflow Objects Guide
BMC Remedy Action Request System 7.6.04
Launching the Workflow Execution Viewer
The Workflow Execution Viewer is associated with events because workflows are
executed on:
Field events like Gain Focus, Button Click, Menu Choice, and so on
Form events like Submit, Merge, On Display, and so on
Time-based events like at certain intervals or on certain calendar days
To launch the Workflow Execution Viewer from the Form editor
If you know the exact field with which the workflow is associated:
1Open the appropriate form in the Form editor.
2From the context menu of the field, choose Show Workflow > eventName.
If the field does not have any workflow associated with it, the context menu
appears as Show Workflow > No Workflows.
The Show Workflow menu is also available in the Outline view.
NOTE
The Show Workflow menu is not available for newly created forms and fields
unless you commit the changes so that they are saved on the server.
To launch the Workflow Execution Viewer from the Event Navigator
If you know the exact form and event to which the workflow is related:
1From the context menu of the form in the Object List view, select Show Event
Navigator.
The Show Event Navigator menu is also available for fields listed in the Outline
view.
2From the context menu of an event in the Event Navigator, select Show Workflow.
NOTE
The Show Workflow menu works only with a single event. If you select multiple
events in the Event Navigator, this menu is disabled.
Shared workflow
In AR System, all workflow (active links, filters, and escalations) is based on forms.
Workflow can be attached to one or multiple forms. For example, you can create
an employee information active link that populates generic identification and
address fields anytime a user enters a name or use this on multiple forms.

Chapter 1 Introducing workflow 33
Shared workflow
Shared workflow lets you efficiently build, maintain, and troubleshoot versions of
forms and applications. Fewer workflow objects need to be stored on the server
because any changes you make only need to be made once for all forms that use
the objects.
WARNIN
G
Use caution when sharing active links among forms in different deployable
applications. Role permissions are resolved based on which application has
ownership. The deployable application that contains the active link's primary form
owns that active link or active link guide. If the non-owner application has
identical roles mapped to different groups, these mappings are ignored. If only
implicit groups have permission (no role permissions), there are no conflicts. For
more information, see the Form and Application Objects Guide, “Defining access
control,” page 21.
The way you define shared active links, filters, or escalations is similar to the way
you define workflow for an individual form. The main difference is that instead of
attaching the workflow to one form, you attach it to multiple forms. If you do not
want the workflow to be shared, select only one form. See “Associating workflow
objects with forms” on page 36.
Workflow actions interact with fields based on field ID (not the field name). Plan
carefully how you will use shared workflow before attaching it to multiple forms.
To make it easier to administer shared workflow, create fields with the same ID
and the same field name on each form. Otherwise, the workflow might not fire or
the shared workflow actions might still be triggered but might not use the
expected field. If fields have matching IDs but are different data types, AR System
attempts to convert them appropriately.
After you have created a form with which you want to share workflow, you can:
Create a new workflow object and then attach it to the forms.
Select an existing workflow object and then attach it to the forms.
When exporting definitions, you can choose whether to maintain an association
between the selected workflow and all related forms. For more information, see the
Form and Application Objects Guide, “Importing and exporting object definitions
and locking objects,” page 557.
When you delete a form that uses non-shared workflow, the workflow is deleted
along with the form. However, if workflow is shared by multiple forms, it is not
deleted until the last form that uses it is deleted.

34 Workflow Objects Guide
BMC Remedy Action Request System 7.6.04
Sample uses of shared workflow
Possible ways to use shared workflow include:
Populating common fields used to store employee data.
Automatically assigning cases (based on tasks and applications).
Accessing common forms such as bulletin boards, reporting, preferences,
reminders, and so on.
Navigating, for example, in a configuration tool.
Displaying a message or warning dialog box that appears whenever a user
submits a form or enters invalid information.

Chapter 2 Configuring workflow forms and execution options 35
Chapter
2Configuring workflow forms
and execution options
This section describes how to associate a workflow object with a form, how to
select the execution options for the workflow object, and how to set the time
criteria for an escalation. It also briefly describes the properties of workflow
objects.
The following topics are provided:
Associating workflow objects with forms (page 36)
Defining workflow execution options (page 37)
Workflow object properties (page 47)
Saving and copying workflow objects (page 48)

36 Workflow Objects Guide
BMC Remedy Action Request System 7.6.04
Associating workflow objects with forms
Because AR System workflow enforces business rules based on data that is stored
in forms, all workflow objects must be associated with at least one form. To
associate a form with a workflow object, use the Associated Forms panel.
To associate a workflow object with a form
1Open an existing active link, filter, or escalation, or create a new one.
2Expand the Associated Forms panel if it is not already expanded.
3Click Add.
4In the Form Selector, select the form to associate with the workflow object, and
click OK.
TIP
To locate a form quickly in a long list, you can use the Filtering Options or the
Locate field in the Form Selector dialog box. See the Introduction to Application
Development with BMC Remedy Developer Studio guide, “To filter the contents in an
object list,” page 38.
5To associate the workflow object with an additional form, repeat steps 3 and 4.
The workflow object is attached to all of the forms you select. The first form you
select automatically becomes the primary, or reference, form for the active link,
filter, or escalation. See “About the primary form.”
6To change the primary form in cases where you have associated more than one
form to the workflow object, select a different form from the Primary Form drop-
down list.
About the primary form
All field references in the workflow refer to the primary form (also called the
“reference form”), and these fields appear in the other panels as you define the
workflow object. If you associate more than one form to a workflow object, make
sure that any fields appearing on both forms have the same field ID on each form.
Shared workflow can use fields from the other associated forms that are not on the
reference form, but you must define them by entering the field ID rather than the
name. BMC Software recommends that you avoid doing this, however, because it
makes applications more difficult to maintain.

Chapter 2 Configuring workflow forms and execution options 37
Defining workflow execution options
Defining workflow execution options
The Execution Options panel contains settings that determine when the active link,
filter, or escalation runs. For active links and filters, you specify what event or
events trigger the workflow; for escalations, you specify the execution schedule for
the workflow.
For all three workflow components, you can refine the execution options by
adding a qualifying statement in the Run If panel. For information about creating
a Run If qualification, see Chapter 3, “Building qualifications and expressions.”
Examples of how you might use execution options include:
An active link executes when the user presses Enter in a specified field or clicks
a button on the form.
A filter executes when a user submits a request.
An escalation executes when a request more than eight hours old has not been
closed by support personnel.
Creating active links
Active link execution options cause the active link to execute based on actions
taken by the user. Some actions are specific to the open request or open window,
while other actions are associated with fields in the referenced form. Figure 2-1
shows the execution options panel for an active link.
If an active link is part of a guide, you do not need to select an execution option.
Figure 2-1: Active link execution options
Field-based options
Request- and window-
based options

38 Workflow Objects Guide
BMC Remedy Action Request System 7.6.04
To define the execution options for active links
1Open an existing active link or create a new one.
2Make sure there is an associated form selected. Select one in the Associated Forms
panel if necessary. See “Associating workflow objects with forms” on page 36.
3Expand the Execution Options panel.
4Set the State field to Enabled or Disabled.
When the state is Enabled, the active link becomes active as soon as it is saved. You
might want to set the state to Disabled during development or when
troubleshooting.
5If necessary, enter a number in the Execution Order field.
The value that you enter in the Execution Order field determines the order in
which this active link is executed relative to other active links with the same
triggering conditions. Numbers between 0 and 1000 are valid execution order
values; lower numbers are processed first. The default value is 0.
6Select the execution options for request and window actions, if any.
The execution options for request and window actions that trigger active links are
described in Table 2-1 on page 39. You can select any combination of these
execution conditions, or none of them, as appropriate. If you select multiple
options, the active link or filter executes when any one of the selected operations
occurs.
7Define the execution options for field actions, if any. To do so:
aClick the Field ellipsis button.
The fields that appear in the field list are taken from the Primary Form defined
in the Associated Forms panel.
To locate a field quickly in a long list, use the Filtering Options or the Locate field
in the Field Selector dialog box. See the Introduction to Application
Development with BMC Remedy Developer Studio guide, “To filter the contents in
an object list,” page 38.
TIP
Instead of clicking the ellipsis button, you can also press Ctrl+Space with the
cursor in the Field field. This brings up a list of the available fields from the form.
Begin to type the field name to narrow the list, and then select the field you want.
bSelect the appropriate field from the Field Selector dialog box and then click OK.
When you select a field, the field execution options appropriate to the field type
become active. The field-based, button, and menu execution options for active
links are described in Table 2-2 on page 41.
cSelect one or more field execution options for the field.

Chapter 2 Configuring workflow forms and execution options 39
Defining workflow execution options
8To cause the active link to execute when the user clicks a button:
aClick the Button/Menu Field ellipsis button.
bSelect the appropriate button field and then click OK.
TIP
You can also associate an active link with a button by selecting the active link in
the button’s field properties.
9In the Interval field, select an execution interval, if any. The minimum interval is
three seconds, and the maximum interval is 7200 seconds.
When this is selected, the active link executes when the form is open at the
specified time interval. (If two or more active links on a form have the same
interval, they execute at the same time unless the execution order is set.)
WARNING
In workflow triggered by the Interval condition, avoid the use of Message actions
and Open Window (of type Dialog) actions. This is to prevent an uncontrolled loop
of messages or opened windows, which could consume resources on the client
computer and make it difficult for the user to close the form.
Table 2-1 describes active link execution options relevant to request and window
actions.
Table 2-1: Active links: Execution options for request and window actions (Sheet 1 of 3)
Execution option Description
After Modify Executes when a user modifies an existing request and after the
request is written to the database. If the modification fails, the
active link is not executed. (The active link does not execute
during a Modify All operation.)
After Submit Executes after a user submits a new request and after the request
is written to the database. If the submission fails, the active link is
not executed.
If you use this condition for a set fields action on the current entry,
the set value is not stored in the database.
Copy To New Executes when a user chooses Edit > Copy to New in BMC
Remedy User. The active link is executed after the data has been
sent to the new window, so the application can access this data in
the workflow. Example uses for Copy To New are:
Validating data when it is copied to a new submit form.
Disallowing the Copy To New function based on workflow. If
an error is returned, no copy is performed and the form remains
on the original window.
This option is not supported in the browser client.
Display Executes after an existing request is loaded into a form, but before
the request appears in the Details Pane.

40 Workflow Objects Guide
BMC Remedy Action Request System 7.6.04
Event Executes when a window has changed its application state, for
example, when one window wants to send an event to one or more
windows; when one window has caused data to change and
another window references that data; or when one window is
closed and other windows must be notified. This capability allows
one part of an application in a client environment to notify other
parts that an “event” has occurred. Other parts of the application
can then react by performing actions such as refreshing table
fields.
The Event condition provides a mechanism in the context of a
single client environment (for example, in a web client or in BMC
Remedy User) for a parent window to be notified when a child
window has been closed, so that workflow can refresh related data
on the parent window. Events are constrained to the client
environment. Windows in two separate client environments
cannot send messages to each other.
See “Sending events between windows” on page 295.
WARNING
In some cases, event driven workflow can fail when
executed on the mid tier. To avoid this issue, explicitly
define the parent-child relationship.
Modify Executes when a user modifies an existing request. The active link
is executed before the request is sent to the server. (The active link
does not execute during a Modify All operation.)
Search Executes when a user performs a search operation. The active link
executes before the search operation so that, if the active link
criteria is not met, the If actions are not performed. (If Else actions
exist, they are performed.)
To prevent a specific search from occurring (such as an
unqualified search), you can have the active link return a message
(such as an error); otherwise, the search is performed. You can also
use active links to set fields to modify the search.
Note: The active link can access and assign values in the Search
window, including the Search Bar if the reserved Search Bar
field is present on the form.
Set Default Executes when the user chooses Edit > Set to Defaults from the
menu bar. It can also happen after Window Open if default field
values have been set in the form through user preferences.
Submit Executes when a user submits a new request. The active link is
executed before the request is sent to the server.
Un-Display Executes when a request is removed from the Details pane
because a new request was selected in the Results pane or because
the window is closing. The workflow actions execute before the
request is removed from the form.
Window Closed Executes when a user closes a window.
Table 2-1: Active links: Execution options for request and window actions (Sheet 2 of 3)
Execution option Description

Chapter 2 Configuring workflow forms and execution options 41
Defining workflow execution options
Table 2-2 describes active link execution options relevant to field actions.
Window Loaded Executes after all the data values have been loaded into a Submit
or Search window (from defaults, from a Copy to New action, or
from an Window Open action).
Window Open Executes when any of the following actions occur:
A form window opens in New, Search, Modify, or Modify All
operation mode.
The mode of the Detail pane switches to New, Search, Modify,
or Modify All mode.
The form is opened by using the Open Window action.
This is useful for establishing the initial environment when a user
opens a new window or changes modes. The active link is
executed before any data is loaded into the window, except when
the form is opened in Dialog mode by the Open Window action.
Note: If you use a Set Fields action with the Window Open
condition, the set fields values might be deleted if the user
preference is set to Clear All Fields On Search or On New. To
avoid this when using a Set Fields action, use the Window
Loaded execution option, which executes after preferences are
loaded, instead.
Table 2-2: Active links: Field-based execution options (Sheet 1 of 3)
Execution option Description
Button/Menu Field Executes when a user selects a button or a menu button.
Collapse Appears when the selected field is a Panel field type.
For Accordion and Stacked panel fields, executes when the user
collapses a panel field.
For tabbed panel fields, executes with the user leaves the tab.
For a panel field of the Splitter type, this option causes no action.
Drag Executes when the mouse moves over a field, and the user presses
the left mouse button and drags the mouse. See “Allowing data to
be dragged and dropped” on page 290.
Drop Executes when the left mouse button is released over a
“droppable” field after being dragged from a “draggable” field.
See “Allowing data to be dragged and dropped” on page 290.
Expand Appears when the selected field is a panel field type.
For Accordion and Stacked panel fields, executes when the user
expands a panel field.
For Tabbed panel fields, executes when the user selects the tab.
For a panel field of the Splitter type, this option causes no action.
Table 2-1: Active links: Execution options for request and window actions (Sheet 3 of 3)
Execution option Description

42 Workflow Objects Guide
BMC Remedy Action Request System 7.6.04
Gain Focus Executes when the specified field receives the focus. If you choose
this option, the Field list is enabled so that you can specify the field
that causes the active link to execute.
Note: If you use the Gain Focus condition to execute an active link
on a view field, the active link might not execute as expected.
This is because the HTML page in the view field is taking the
focus.
Hover On Field
Hover On Data
Hover On Label
Executes when the user hovers the mouse pointer over a field, field
data, or a field label in the Web client. Along with the Message
active link action, enables the use of tooltips to display a brief
informational message.
If the selected field is a data field, all three options are enabled. If
the selected field does not have distinguishable label and data
areas, only the “Hover on field” option is enabled.
For information about creating tooltips, see “Message action” on
page 88.
Level Choice Appears when the selected field is a tree-view table field type.
Executes when a user selects a level in the tree.
Level Double Click
or Return Appears when the selected field is a tree-view table field type.
Executes when a user double-clicks a leaf in a tree view table or
selects a leaf and then presses Enter to drill down to the source
form. (If a user double-clicks on a parent node with child nodes
under it, the node collapses or expands or no workflow is
executed.)
For more information, see the Form and Application Objects Guide,
“Tree view tables,” page 236.
Lose Focus Executes as the focus is changed, for example, by clicking in
another field. If you choose this option, the Field list is enabled so
that you can specify the field that causes the active link to execute.
An existing panel field loses focus when a new panel of the set
appears at the front. Panels can gain focus whenever a user clicks
a tab, an active link sets focus to a panel or a field on a panel, or
another panel is hidden.
Panel focus is independent of data field focus.
Note: If you use the Lose Focus condition to execute an active link
on a view field, the active link might not execute as expected.
This is because the HTML page in the view field is taking the
focus.
Menu Choice Appears as an execution option when the selected field has an
associated menu. Executes when a user makes a selection from a
character menu attached to the field or selects a node in a tree view
table field.
Table 2-2: Active links: Field-based execution options (Sheet 2 of 3)
Execution option Description

Chapter 2 Configuring workflow forms and execution options 43
Defining workflow execution options
1Expand a Run If Qualification panel, and enter a qualification, if needed.
For more information, see Chapter 3, “Building qualifications and expressions.”
2Enter If and Else actions, as needed.
For more information, see Chapter 4, “Specifying workflow actions.”
3Save the active link.
Creating filters
Filter execution options cause the filter to execute based on actions that occur on
the AR System server for requests in the reference form.
If a filter is part of a guide, you do not need to select an execution option. If an
action generates an error during the processing of a filter, no further actions occur.
To define the execution options for filters
1Open an existing filter or create a new one.
2Make sure there is an associated form selected, or select one in the Associated
Forms panel if necessary. See “Associating workflow objects with forms” on
page 36.
3Expand the Execution Options panel.
Return Executes when any of the following actions occur:
A user presses Enter on the keyboard.
A user presses Shift-Enter in a multirow character field.
A user selects a check box, drop-down menu item, or radio
button.
Row Choice Appears as an execution option when the selected field is a table
field. Executes when a user selects a row in the table.
Row Double Click or
Return Appears when the selected field is a table field type. Executes
when a user double-clicks a row in a table field or selects a row and
then presses Enter to drill down to the source form. This execution
condition works independently of whether the table drill-down
option has been selected for the table field.
This execution option works only if the user has been granted
permission to fields on the supporting form, the column fields,
and the table field.
Table Refresh Appears as an execution option when the selected field is a table
field. Executes when the user updates the table contents by
loading the field, sorting, refreshing, or displaying the previous or
next chunk.
Table 2-2: Active links: Field-based execution options (Sheet 3 of 3)
Execution option Description

44 Workflow Objects Guide
BMC Remedy Action Request System 7.6.04
4Set the State field to Enabled or Disabled.
When the state is Enabled, the filter becomes active as soon as it is saved. You
might want to set the state to Disabled during development or when
troubleshooting.
5If necessary, enter a number in the Execution Order field.
The value that you enter in the Execution Order field determines the order in
which this filter is executed relative to other filters with the same triggering
conditions. Numbers between 0 and 1000 are valid execution order values; lower
numbers are processed first. The default value for filters is 500.
NOTE
Although filters are processed in execution order, some filter actions are queued
up to be performed at a later time. For information about filter phases, see “Filter
processing in the AR System server” on page 177.
6Select the filter execution options, if any.
Filter execution options are described in Table 2-3. You can select any combination
of these execution conditions, or none of them, as appropriate. If you select
multiple options, the active link or filter executes when any one of the selected
operations occurs.
Table 2-3: Filter execution options
Execution option Description
Modify Executes when a request is modified.
Submit Executes when a request is submitted to the server.
Delete Executes when a request is deleted.
Get Entry Executes when a request is retrieved.
Merge Executes when a request is merged into the database by using
BMC Remedy Data Import, a DSO independent copy transfer, or
the data import command line interface.
For more information, see:
Configuration Guide, “Importing data into AR System forms,”
page 279
Integration Guide, “Exporting and importing data and
definitions,” page 233
BMC Remedy Distributed Server Option Guide, “Overwriting all
fields in duplicate requests,” page 40
Service Executes when a Service active link action is performed. The filter
accesses a request with the field values passed by the active link
action and those retrieved from the database, if any, and returns
output values to the calling request. No other database operation
is performed. See “Service action” on page 127.
If the filter runs a Push Fields action, the output field value list is
not affected. If the filter runs a Set Fields action, the output field
value list uses any modified values.

Chapter 2 Configuring workflow forms and execution options 45
Defining workflow execution options
7Expand a Run If Qualification panel, and enter a qualification, if needed.
For more information, see Chapter 3, “Building qualifications and expressions.”
8Expand the Error Handler panel, and complete the fields as needed.
For more information, see “Error processing” on page 187.
9Enter If and Else actions as needed.
For more information, see Chapter 4, “Specifying workflow actions.”
10 Save the filter.
Creating escalations
An escalation uses a schedule to determine when it is executed, using either a set
time or a time interval. When you are working with an escalation, the settings in
the Execution Options panel change depending on whether you select Time or
Interval in the Run By field.
Time—Time escalations run at the specified times, for example, every Monday,
Wednesday, and Friday at 10:00 a.m., 2:00 p.m., and 4:00 p.m. The time
specification permits recurring execution on multiple days of the month and
days of the week at a fixed number of minutes after multiple hours in the day.
Interval—Interval escalations run after the defined time interval has passed, for
example, every 30 minutes. You can select any combination of days, hours, and
minutes.
NOTE
Because an escalation can apply to many requests, it can require significant
computer resources to perform its Run If test and its actions. Therefore, consider
the performance impact when constructing the Run If test and scheduling
escalations. To distribute the load, vary escalation times or use escalation pools.
NOTE
There might be irregularities the first time escalations execute after Daylight
Saving Time (DST) transitions. For example, an escalation is scheduled to run at
12:00 noon every Monday. On the first Monday after clocks are set ahead, the
escalation runs at 1:00 p.m. instead of at noon. On the first Monday after the clocks
are set back, it runs at 11:00 a.m. and again at noon.
To define an escalation that runs by time
1Open an existing escalation or create a new one.
2Make sure there is an associated form selected, or select one in the Associated
Forms panel if necessary. See “Associating workflow objects with forms” on
page 36.
3Expand the Execution Options panel.

46 Workflow Objects Guide
BMC Remedy Action Request System 7.6.04
4Set the State field to Enabled or Disabled.
When the state is Enabled, the active link becomes active as soon as it is saved. You
might want to set the state to Disabled during development or when
troubleshooting.
5To assign an escalation to an escalation pool, enter the pool number in the Pool
Number field.
The Pool Number should be between 1 and the number of threads configured for
the escalation queue. If the Pool Number is blank or outside the valid range, the
escalation is assigned to pool number 1 and is run by the first escalation thread.
See “About escalations” on page 17 for how to use escalation pools.
6In the Run By field, select Time.
7Define the execution run times by selecting the appropriate options from the Days
of Month, Days of Week, and Hours of Day menus.
For example, to run an escalation every Friday at 10:00 p.m., click Friday in the
Days of Week menu, and 10PM in the Hours of Day menu.
You must select at least one day of the month or one weekday from Days of
Month or Days of Week, and at least one time from Hours of Day.
In the Days of Month menu:
Selecting All selects every day of the month.
Selecting None clears every day of the month.
Selecting 31 causes the escalation to run on the last day of the month for all
months.
To run the escalation at a certain number of minutes after the hour, select the
hour and then type the number of minutes in the “Minutes after Hour” field. For
example, for 5:15PM, select 5:00PM, and type “15” in the “Minutes after Hour”
field.
You can combine selections from the Days of Month and Days of Week menus.
For example, if you select 15 and 31 from the Days of Month menu and Fridays
from the Days of Week list with 10AM from the Hours of Day menu, the server
executes the escalation on the 15th and 31st and all Fridays during the month. If
a Friday occurs on a 15th or 31st, the server executes the escalation only once.
TIP
Clicking the time criteria menus has a toggle action. For example, click Friday to
add Friday to the time criteria; click Friday again to remove it.
8Expand a Run If Qualification panel, and enter a qualification, if needed.
For more information, see Chapter 3, “Building qualifications and expressions.”
9Enter If and Else actions, as needed.
For more information, see Chapter 4, “Specifying workflow actions.”
10 Save the escalation.

Chapter 2 Configuring workflow forms and execution options 47
Workflow object properties
To define an escalation that runs by interval
1Repeat steps 1 through 5 of the procedure “To define an escalation that runs by
time” on page 45.
2In the Run By field, select Interval.
3Use the Days, Hours, and Minutes selection fields to set the duration of the
interval.
The interval begins when you create, modify, or enable the escalation, when the
server is restarted, or when the escalation terminates. For example, if you enable
an escalation with a 30 minute interval, it executes 30 minutes after you enable it.
If the escalation takes five minutes to complete, it executes again 65 minutes after
you enabled it (which is 30 minutes after it terminated).
4Expand a Run If Qualification panel, and enter a qualification, if needed.
For more information, see Chapter 3, “Building qualifications and expressions.”
5Enter If and Else actions, as needed.
For more information, see Chapter 4, “Specifying workflow actions.”
6Save the escalation.
Workflow object properties
When you open an active link, filter, or escalation, the properties appear in the
Properties view for the active workflow object. Table 2-4 describes the properties
of workflow objects.
You can modify some of these properties, including the permissions for active
links and the help text for all workflow objects. For information about setting and
changing object properties, see the Introduction to Application Development with
BMC Remedy Developer Studio guide, “Working with existing objects,” page 48.
Table 2-4: Workflow object properties
Property
type
Active links Filters Escalations
Permissions Grant or prevent access to
the active link for users and
groups
Not applicable Not applicable
Change
history This object property automatically records the owner, the user who last modified the object,
and the date of the modification. You can also enter a description of your changes.
Help text Enter help text to describe what the workflow object does or how it is used.

48 Workflow Objects Guide
BMC Remedy Action Request System 7.6.04
Saving and copying workflow objects
To copy an active link, filter, escalation, or form in BMC Remedy Developer
Studio, select File > Save As from the menu. The Save objectType As dialog box
appears. Type the new name for the object and click OK.

Chapter 3 Building qualifications and expressions 49
Chapter
3Building qualifications and
expressions
This section discusses how to build qualifications for workflow actions.
The following topics are provided:
About Run If qualifications and expressions (page 50)
Using the expression editor and content assist (page 50)
Using fields in qualifications (page 53)
Status history in filter qualifications (page 56)
Creating efficient qualifications (page 56)
Checking transaction versus database values (page 58)

50 Workflow Objects Guide
BMC Remedy Action Request System 7.6.04
About Run If qualifications and expressions
In active links and filters, the Run If qualification is an expression that determines
whether the If actions or Else actions are executed for the current request. In
escalations, the Run If qualification first determines whether there are any requests
in the database that match the qualification. If so, the escalation if actions are
executed for each matching request. If not, the escalation else actions are executed
once. See “If Actions and Else Actions” on page 64.
Other AR System features also use expressions, including Set Fields, Push Fields,
and certain Open Window actions, as described in Chapter 4, “Specifying
workflow actions.” Table fields, alert lists, search menus, join forms, defined
searches, data archiving, auditing, and export (described in the Form and
Application Objects Guide) also use expressions.
This chapter describes how to build an expression, focusing on Run If
qualifications. For specific examples of building expressions in workflow actions,
see Chapter 4, “Specifying workflow actions.”
Using the expression editor and content assist
You can define any expression in BMC Remedy Developer Studio by using either
one of the following techniques:
Click the ellipsis button on the appropriate field to open the Expression Editor
dialog box, and then build the Run If qualification or other expression by
selecting fields, keywords, and operators.
In the workflow editor for the object, type the expression into the field with the
help of the content assist feature.
About the expression editor
The expression editor is a dialog box that appears in BMC Remedy Developer
Studio whenever you click the ellipsis button in a field that requires an expression.
It presents the data types allowed for the expression in the current context, such as
the field names from the primary form, AR System keywords, the results of a
function, or static values. Additional data types depend on the workflow action
type. The expression editor also includes buttons for the most commonly used
operators.
To build an expression, you select from the options in the expression editor. For
example, Figure 3-1 shows a Run If qualification in progress in the expression
editor. In this case the developer has added the fields ‘Status’ and ‘Short
Description’, along with the operators AND and !=, and is about to add the keyword
$NULL$ to the end of the expression.
When you highlight an entry in the lists of fields, keywords, and other data types,
BMC Remedy Developer Studio provides information about the selection in the
information area of the expression editor.

Chapter 3 Building qualifications and expressions 51
Using the expression editor and content assist
For an example procedure that describes building a Run If qualification in a filter,
see “Filter qualification examples” on page 59. For an example of using an
expression to map fields in a workflow action, see “Mapping fields to values” on
page 68.
Figure 3-1: The Expression Editor dialog box
Run If qualifications and other expressions can contain any valid sequence of
operators, wildcards, and keywords, as shown in the following examples:
'Submitter' LIKE "Jackson%"
'Create Date' < $TIMETSTAMP$ - (60*60*24)
Appendix A, “Operators, wildcards, keywords, and NULL values,” describes how
each of these expression components is used and evaluated in AR System.
When entering an expression, make sure that it is acceptable to the database on
which AR System is running. Avoid creating comparisons with fields of unlimited
length, because the database might not support that capability. For more
information about fields of unlimited length, see the Form and Application Objects
Guide, “Input Length,” page 515.
NOTE
Microsoft SQL Server and Sybase RDBMSs remove hard returns at the end of
character strings. This can result in incorrect qualification syntax. To resolve this
problem, AR System adds a space before any hard return at the end of a string.

52 Workflow Objects Guide
BMC Remedy Action Request System 7.6.04
About content assist
You can also type the expression directly into the appropriate field of the workflow
editor. If you are already familiar with AR System expression syntax, using
content assist is a quick way to build an expression manually, but still ensure that
field names, keywords, and other data types are spelled correctly and have correct
punctuation.
The content assist feature pops up when you begin to type an expression. For
example:
If you type a single quote (‘) in the field where are building an expression,
content assist provides the list of available fields from the associated form.
Figure 3-2 shows an example of this when building a Run If qualification.
If you type a dollar sign ($) in the field where are building an expression, content
assist provides the list of AR System keywords.
If you press Ctrl+Space in the field where are building an expression, content
assist provides a list of all the available data types.
The content assist list is grouped by data type, such as fields, keywords, and
functions. Within each data type the list is sorted alphabetically.
The list is filtered according to any characters you have already typed so far. For
example, if you enter 'S, the list is immediately filtered to show only the field
names beginning with the letter “s” (such as Short Description, Status, and
Submitter).
NOTE
If you type an incorrect character or click elsewhere on the screen, the content
assist list might disappear. If this occurs, delete what you have typed so far and
retype the quote, or dollar sign, or press Ctrl+Space, to reactivate it.
Figure 3-2: The content assist feature

Chapter 3 Building qualifications and expressions 53
Using fields in qualifications
Using fields in qualifications
This section describes the formatting conventions for fields used in a Run If
qualification or expression.
Single quotation marks
Enclose field names or field IDs in single quotation marks, for example,
'Short Description' or '7'. Single quotation marks are automatically added
when you select fields from the Available Fields list in the Expression Editor.
NOTE
If the field name includes a single quotation mark, enter two single quotation
marks in it’s place. For example, if the field name is Doug’s Requests, enter it as
'Doug''s Requests'.
Currency fields
For currency fields, you must have one of the following enclosed within single
quotation marks:
The name or Field ID of the currency field, for example:
'currencyField' = $NULL$
The name of the currency field, followed by a period and a specific portion of
the currency field’s value, such as the date or a functional currency value, for
example:
'currencyField.VALUE' < 5000
If the qualification for the currency field includes a calculation, you must
include the currency type to avoid an error. For example, if you have a field
called “Tax Savings” that displays the percentage of tax savings of a field that
calculates the difference of two billing fields, determine the percentage by using
a qualification like this:
($Billing Totals Difference.VALUE$ * $Current Tax Rate$) /
("100” + $Billing Assessment Total Difference.TYPE$)
If you use field references in the calculation, you do not need to supply the
currency type; it is determined at run time. For example:
($Billing Totals Difference.VALUE$ * $Current Tax Rate$) /
$Integer field that stores the division number$
Attachment fields
The value of an attachment field used in a qualification is a character string
containing the fully qualified file name of the attachment file.

54 Workflow Objects Guide
BMC Remedy Action Request System 7.6.04
Field values and filters
For filters, you can specify whether the qualification should reference field values
in the transaction only, in the database only, or in both. See “Checking transaction
versus database values” on page 58.
Field ID 112 and dynamic group fields
If referencing field ID 112 (for assignee group access) or dynamic group fields,
enclose the name of the field in single quotation marks. Enclose the value
statement in double quotes. The value statement can contain a group ID, group
name, role ID, role name, or user name, and each value must be followed by a
semicolon within the quotes. For example, if the name of field 112 is Assignee
Group and the group ID of Sales Staff is 50, enter the qualification as follows:
'Assignee Group' = "50;"
For user Mary Manager, use single quotation marks:
'Assignee Group' = "'Mary Manager';"
To enter multiple groups, roles, and user names in your qualification, enter a
semicolon at the beginning of the list and include no spaces. For example, the name
of field 112 is Assignee Group. To create a qualification that includes the Sales Staff
group (ID 50), the Marketing Staff group (ID 51), the Managers role (ID -90), and
user Mary Manager, enter the qualification using the following format:
'Assignee Group' = ";50;51;-90;'Mary Manager';"
To use multiple groups for field ID 112 and for dynamic group fields, select Enable
Multiple Assign Groups on the Configuration tab of the AR System
Administration: Server Information form. See the Configuration Guide, “Server
Information—Configuration tab,” page 128.
Field names containing special characters
If the field name contains the character that it will be delimited with in the
expression, you must double that character in the field name within the
expression.
For example, when the delimiter is single quotation marks:
For field’Name use ‘field’’Name’
For field$Name use ‘field$Name’
For ‘fieldName use ‘’’fieldName’
When the delimiter is dollar signs:
For field$Name use $field$$Name$
For field’Name use $field’Name$
For $fieldName use $$$fieldName$

Chapter 3 Building qualifications and expressions 55
Using fields in qualifications
In BMC Remedy Developer Studio, the auto-complete feature and the field selector
dialog box manage this syntax convention for you.
Double quotation marks
Some values must be enclosed in double quotation marks (“) in a qualification. The
following table outlines when to use double quotation marks.
Table 3-1: Using double quotation marks
Value Use
Quotation
Marks?
Notes
Nonnumeric,
such as time,
character,
and diary
Yes Enclose a date in double quotations:
"04/01/04"
For example, to search for all requests created after a certain
date, use:
'Create-date' > "04/01/04"
Nonnumeric
that include
quotation
marks
Yes In addition to the double quotes contained in the value,
include double quotes around the full entry. For example, if
you want to search for a string such as:
Robert "Bobby" Smith
enter:
"Robert ""Bobby"" Smith"
Integers (for
time fields) No Integers without quotes are interpreted as a number of
seconds. To specify a number of hours, multiply 60 (= 1
minute) by 60 (= 1 hour). For example, to specify 10 hours,
enter:
60 * 60 * 10
Keywords No Enter keywords with dollar signs ($) as shown in this example:
'Submitter' = $USER$
Using no quotation marks is also enforced for using keywords
with calculations. Valid qualifications include:
'Create-date' > $TIMESTAMP$
'Create-date' > ($TIMESTAMP$ - (60 * 60 *
24))
Use the keyword $NULL$ to find requests that have no value
in a field (for example, 'Assigned To' = $NULL$).
For qualifications passed to an EXTERNAL() operator, you can
set a character field with a keyword, rather than with the
expanded value of the keyword. To do so, add an escape
character (\) to the qualification, like this:
‘Character Field’ = $\USER$
The character field is populated with $USER$ instead of with
the user’s name. See “Operator types” on page 216 for more
information about EXTERNAL().
See “Keywords” on page 221 for available keywords.

56 Workflow Objects Guide
BMC Remedy Action Request System 7.6.04
Status history in filter qualifications
Status history references in a filter’s Run If qualification must have the following
information and format:
The name or ID of the Status History field (followed by a period).
The name or index of the status value that you want to match (followed by a
period).
The keyword USER (for the user who is changing the status) or TIME (for the time
that the status changed).
For example:
'Status History.Fixed.TIME' < "07/01/99"
This syntax is created automatically when you select the Status History reference
from the Run If list.
In a filter qualification, you can use a Status History reference if you are checking
values in the database; Status History is not meaningful if you are trying to check
the value of the current transaction. (For more information, see “Checking
transaction versus database values” on page 58.) You cannot use Status History
references in active link Run If qualifications or you cannot set the Status History
value to a field in an active link set fields action.
Creating efficient qualifications
When the AR System server checks the Run If qualification of an active link or
filter, it checks only the current request. However, when the server checks the
qualifications for escalations, Set Fields actions, Push Fields actions, certain Open
Window actions, table fields, alert lists, search menus, and defined searches, it
must evaluate the qualifications against all requests in the database for the selected
forms.
You can improve system performance dramatically if you follow these
recommendations:
Use indexed fields. Tests of indexed fields use the index to access the requests
instead of scanning all requests. For information about indexing, see:
The Form and Application Objects Guide, “Defining indexes,” page 181
The Optimizing and Troubleshooting Guide, “Creating effective indexes,”
page 33

Chapter 3 Building qualifications and expressions 57
Creating efficient qualifications
Avoid the following searches, which cause a full scan of a database table:
The != Operator
Searches using the != operator check every record to see if the value is not
contained. If you have created indexes on a field, they are not used. Instead,
design your qualifications to retrieve what you are looking for, instead of
what you are not looking for. For example, you can rewrite the search
qualification ’Status’ != "Closed" to 'Status' < "Closed" to improve
the use of an index.
The != operator does not match entries in which the value for the field is NULL.
You must explicitly include a test for NULL to find NULL values. For example,
'Status' != "Closed" does not search for cases where the Status field is
empty. You must use the following syntax:
'Status' != "Closed" OR 'Status' = $NULL$
NOTE
On Sybase databases, you cannot use the != operator against unlimited character
fields where the database input length equals 0.
Wildcards in front of search terms
Searches that begin with a wildcard (for example, 'Submitter' LIKE
"%Jackson%") does not use the index but scans the database for every record
containing the word Jackson that have any characters preceding the J.
Searches with trailing wildcards are valid and use indexes. For example,
'Submitter' LIKE "Jackson%" uses the index and finds all entries starting
with Jackson.
Poorly written arithmetic operations
Searches that use the field in an arithmetic operation can cause a table scan.
For example, a qualification to find all requests greater than 24 hours
($TIMESTAMP$ - 'Create Date' > 60*60*24) searches the entire database
for records with $TIMESTAMP$ (the current date and time). Instead, rewrite
the search qualification to place the indexed field on the left side of the
equation, as in the following qualification: 'Create Date' < $TIMESTAMP$
-60*60*24.
Avoid unqualified Run If statements for escalations. An unqualified Run If
statement for an escalation performs an unqualified query to the database table
and execute the If actions for every request found in the form. Server
performance is especially degraded for unqualified Run If statements in
escalations that are set to run at frequent intervals, because the server must
search the database every time the escalation is run.

58 Workflow Objects Guide
BMC Remedy Action Request System 7.6.04
NOTE
If the database is case-sensitive, any queries run by active link workflow are case-
sensitive. For an Oracle® database, you can set the Db-Case-Insensitive option
in the ar.cfg (ar.conf) file to support case-insensitive searches. However, this
option can have a negative impact on performance.) See the Configuration Guide,
“Db-Case-Insensitive1,” page 361.
For more information about optimizing AR System searches, see the Optimizing
and Troubleshooting Guide., “Defining effective searches,” page 35.
Checking transaction versus database values
In filter Run If qualifications only (not Set Field or Push Field If qualifications), the
qualification can access values for the current record from the current transaction
or from the database. This makes it possible for you to check state transitions in
filters. For example, you can define a filter that watches for transactions where the
status of a request is changed to Closed. It can then check the database to verify
that the current status of the request is Fixed, and reject the operation if the status
is anything other than Fixed.
You can specify a field reference in the filter qualification in three ways:
Transaction Only—References the value of the field in the current transaction
only. If the value is not changed in the transaction, it is considered to be $NULL$.
If the operation is a delete, it is considered to be $NULL$. To specify a check of
the transaction only, use the format 'TR.field' when you enter the field name
in the Run If field.
Database Only—References the value of the field in the database only. No check
is made of the value in the current transaction. If the operation is a create
operation, it is considered to be $NULL$. To specify a reference of the database
only, use the format 'DB.field' when you enter the field name in the Run If
field.
Transaction and Database—References the value of the field in the current
transaction and uses that value if changed. If not changed in the current
transaction, references the value of the field in the database. To specify a
reference of both the transaction and the database (in this order), use the format
'field' when you enter the field name in the Run If field.

Chapter 3 Building qualifications and expressions 59
Checking transaction versus database values
Filter qualification examples
The procedures in this section outline the steps for creating three example filter
qualifications.
Example 1—Filter execution based on transaction status
This example qualification causes the filter to execute when the status of the
transaction is set to Fixed or Closed:
'TR.Status' = "Fixed" OR 'TR.Status' = "Closed"
The TR. syntax causes the filter to use the value from the current transaction, rather
than the database value.
To enter this qualification using the Expression Editor
1In the filter editor, click the ellipsis button on the Run If Qualification panel.
2In the Expression Editor, select Status from the Available Fields list, and then
click Add Field.
3In the expression editing area, insert TR. after the first quotation mark:
'TR.Status'
4Click the equal sign (=) operator to add it to the end of the expression:
'TR.Status' =
5Type Fixed enclosed in double quotation marks:
'TR.Status' = "Fixed"
6Click the OR operator:
'TR.Status' = "Fixed" OR
7Repeat steps 2 through 4.
The Run If field now contains:
'TR.Status' = "Fixed" OR 'TR.Status' =
8Type Closed enclosed in double quotation marks to complete the qualification:
'TR.Status' = "Fixed" OR 'TR.Status' = "Closed"
9Click OK to save the qualification.
TIP
To manually type the expression, start by typing a single quote. BMC Remedy
Developer Studio pops up a list of available fields. You can also type ‘TR, and then
select from the list of available fields. If you enter an expression by hand, make
sure to use correct spelling, punctuation, keywords, and quotations.

60 Workflow Objects Guide
BMC Remedy Action Request System 7.6.04
Example 2—Filter execution based on elapsed time
This example qualification causes the filter to act on requests that are older than 10
hours:
'Status History.New.TIME' < $TIMESTAMP$ - (60 * 60 * 10)
The qualification searches for requests where the time that the request was created
is less than the current time minus 10 hours. This example uses a status history
reference as one of its values.
To enter this qualification using the Expression Editor
1In the filter editor, click the ellipsis button on the Run If Qualification panel.
2In the Expression Editor, select Status History.New.TIME from the Available
Fields list, and then click Add Field:
'Status History.New.TIME'
In this case, New is the Status value that you want to match and TIME is the
keyword for the time that the request was entered.
3Click the less than (<) operator to add it to the end of the expression:
'Status History.New.TIME' <
4Expand the Keywords list, select $TIMESTAMP$, and then click Add Keyword:
'Status History.New.TIME' < $TIMESTAMP$
5Click the minus sign (–) operator:
'Status History.New.TIME' < $TIMESTAMP$ -
6Enter an hour value, for example (60 * 60 * 10):
'Status History.New.TIME' < $TIMESTAMP$ - (60 * 60 * 10)
See “Double quotation marks” on page 55 for information about entering time
values.
7Click OK to save the qualification.

Chapter 3 Building qualifications and expressions 61
Checking transaction versus database values
Example 3—Filter execution based on a changed field
value
This example qualification causes the filter to test whether a value has changed in
a field, in this case, the Status field:
'Status' != 'DB.Status'
To enter this qualification using the Expression Editor
1In the filter editor, click the ellipsis button on the Run If Qualification panel.
2In the Expression Editor, select Status from the Available Fields list and then click
Add Field:
'Status'
3Click the not equal (!=) operator to add it to the end of the expression:
'Status' !=
4Position the cursor at the end of the line, and then type ‘DB. (including the
period):
'Status' != 'DB.
Content assist presents the list of available fields, prefixed with ‘DB.
5Double-click ‘DB.Status’ to select it from the list:
'Status' != 'DB.Status'
6Click OK to save the qualification.

62 Workflow Objects Guide
BMC Remedy Action Request System 7.6.04

Chapter 4 Specifying workflow actions 63
Chapter
4Specifying workflow actions
This section describes how to use BMC Remedy Developer Studio to create and
modify all types of workflow actions, including elements common to creating most
or all workflow objects, and specific procedures for defining each type of workflow
action.
The following topics are provided:
If Actions and Else Actions (page 64)
Developing workflow actions in BMC Remedy Developer Studio (page 65)
Types of workflow actions (page 75)
Call Guide action (page 76)
Change Field action (page 77)
Close Window action (page 81)
Commit Changes action (page 82)
DDE action (page 83)
Direct SQL action (page 83)
DSO action (page 85)
Exit Guide action (page 86)
Go to Guide Label action (page 86)
Goto action (page 87)
Log to File action (page 88)
Message action (page 88)
Notify action (page 95)
OLE Automation action (page 101)
Open Window action (page 102)
Push Fields action (page 119)
Run Macro action (page 123)
Run Process action (page 124)
Service action (page 127)
Set Fields action (page 129)
Wait action (page 136)

64 Workflow Objects Guide
BMC Remedy Action Request System 7.6.04
If Actions and Else Actions
In addition to the Execution Options of a workflow action, which determine when
the workflow starts, you can use a Run If Qualification to further determine
whether the workflow should run, and if so, whether a certain set of actions will
occur, based on the conditions tested by the qualification.
When the workflow starts, AR System evaluates the Run If Qualification. If the
qualification is true, the If Actions occur. If the qualification is not true, the Else
Actions, if any, occur. If there is no qualification, the If Actions occur. If the
qualification is not true and there are no Else Actions, the workflow stops.
You can include any action type in the If Actions or Else Actions of a workflow
object. For active links and filters, the If Actions and Else Actions act on the current
request. For escalations, the If Actions run on all the matching requests in the form.
Escalation Else Actions run once with no associated request. In this case all fields
are NULL when the escalation starts.
For any active link, filter, or escalation, you must define at least one If Action. Else
Actions are optional. You can define a maximum of 25 If Actions and 25 Else
Actions in any workflow object. On the If Actions and Else Actions panel headings,
the number in parentheses shows how many actions are defined. For example,
Figure 4-1 shows three If Actions and no Else Actions defined in an active link.
Execution conditions and qualifications are always either true or false, so you
cannot run a combination of If and Else actions together in the same active link,
filter, or escalation.
Figure 4-1: If Actions and Else Actions panel headings
TIP
To maximize the workflow editor window when working on an active link, filter,
or escalation, double-click the tab for the workflow item. To return to the main
BMC Remedy Developer Studio view, double-click the tab again.

Chapter 4 Specifying workflow actions 65
Developing workflow actions in BMC Remedy Developer Studio
Examples of If Actions and Else Actions
If actions execute when the qualification is met. For example:
An active link qualification checks for membership in an access control group
for the user name in the Submitter field. If the user is a member of the group, the
If action allows access to a field.
A filter qualification looks for “hardware” in the Problem Type field and, if
found, the If action assigns the request to a hardware support person.
An escalation qualification looks for any requests more than two hours old that
have “New” in the Status field and if found, the If action assigns the matching
requests to a manager.
Else actions are optional. They execute when the qualification is not met. For
example:
An active link qualification checks for membership in an access control group
for the user name in the Submitter field and, if not found, the Else action denies
access to a field.
A filter qualification looks for “hardware” in the Problem Type field, and, if not
present, the Else action assigns the request to a software support person.
An escalation qualification looks for any requests more than two hours old that
have “New” in the Status field. If none are found, the Else action sends an email
notification reporting this fact to a shared status log account.
Developing workflow actions in BMC Remedy
Developer Studio
You use the workflow editors in BMC Remedy Developer Studio to create, modify,
and delete active links, filters, and escalations, as well as active link guides and
filter guides. For an overview of the screen areas in BMC Remedy Developer
Studio, including the workflow editors, see Introduction to Application
Development with BMC Remedy Developer Studio guide, “Building applications with
BMC Remedy Developer Studio,” page 21. For an introduction to the workflow
editors, see “Using the workflow editor in BMC Remedy Developer Studio” on
page 20.
This section describes the general procedures and common tasks to create, modify,
delete, or reorder workflow actions. For specific procedures for each type of
workflow action, see the workflow action sections referenced in the table.

66 Workflow Objects Guide
BMC Remedy Action Request System 7.6.04
To create any workflow action
1Open a new or existing active link, filter, or escalation.
See the Introduction to Application Development with BMC Remedy Developer Studio
guide, “Creating objects,” page 46, and Introduction to Application Development with
BMC Remedy Developer Studio guide, “Working with existing objects,” page 48.
2Specify the associated form, the execution options, and the Run If qualification if
necessary. See Chapter 2, “Configuring workflow forms and execution options”
and Chapter 3, “Building qualifications and expressions.”
3Right-click the appropriate action panel:
If Action—Executes when the Run If qualification is met.
Else Action—Executes when the Run If qualification is not met.
4Choose Add Action > actionType.
See “Types of workflow actions” on page 75 for a description of the available
action types for active links, filters, and escalations.
Figure 4-2: Adding active link actions
BMC Remedy Developer Studio adds the new action below any existing actions.
5In the new action, define the settings for the action as necessary. See the
appropriate section describing each workflow action in this document.

Chapter 4 Specifying workflow actions 67
Developing workflow actions in BMC Remedy Developer Studio
6To create additional actions, repeat steps 3 through 5 for each new action.
7Save the active link, filter, or escalation.
To save an active link, filter, or escalation, use either Ctrl+S, the menu option
File > Save, or the Save icon in the icon bar.
To modify a workflow action
1Open the active link, filter, or escalation.
2In the Active Link editor, click If Actions or the Else Actions to display the list of
existing actions.
3In the list of actions, click the appropriate action to expand it.
4Make changes to the action.
5Save the active link, filter, or escalation.
To delete a workflow action
You can delete all the If Actions of a workflow object, provided you create at least
one If Action before attempting to save it. Else Actions are optional, so you can
delete all of them if necessary.
1Open the active link, filter, or escalation.
2In the Active Link editor, click If Actions or Else Actions to display the list of
existing actions.
3In the list of actions, right-click the action to be deleted, and then select Remove
Action from the pop-up menu.
A confirmation message appears if your preferences are set to display a message.
4To delete additional actions, repeat step 3 for each action.
5Save the active link, filter, or escalation.
To change the order of workflow actions
1Open the active link, filter, or escalation.
2Click the If Actions or the Else Actions panel to expand the list of actions.
3Right-click the action to be moved up or down in the list.
4In the pop-up menu, click Move Action Up or Move Action Down.
5Repeat steps 3 and 4 until the actions are in the correct order.
6Save the active link, filter, or escalation.

68 Workflow Objects Guide
BMC Remedy Action Request System 7.6.04
Using field names, field values, and expressions in workflow
When you are creating workflow, field references almost always refer to the
Primary Form defined in the Associated Forms panel. This includes fields used in
Execute On options and Run If actions. Fields to be used by workflow must exist
on the Primary Form. Fields found on other associated forms are not displayed as
selectable values in the field selection dialog for most workflow actions, or as part
of the auto complete feature in qualification or field selector dialogs.
An exception to this is when a workflow action references a second form, such as
Set Fields and Push Fields actions, where you can select fields from both the
primary form and the secondary form, or an Open Window search action, where
you might search for data in another form.
Mapping fields to values
Several workflow action types, including Open Window, Push Fields, Service, and
Set Fields, allow you to transfer data between forms by using a field and value
mapping. To do this, you use the field mapping table to select the appropriate
fields and define the values to be assigned.
Although the purpose of the field mapping varies according to the type of
workflow action, the way you enter fields and values in the field mapping table is
the same in each case. This section describes the general steps for mapping values
to fields by using the field mapping table.
Figure 4-3 shows an example of the field mapping table from a Set Fields action. In
this example, the expression in the Value column defines the value to be set in the
Short Description field by this Set Fields action.
Figure 4-3: Example field mapping table
TIP
When editing a field mapping table, you can use the Tab key and arrow keys to
move between cells in the table.
Selecting a field with the Field Selector dialog box
To select a field from the list of all fields contained in the associated form, use the
Field Selector dialog box. This dialog box is available in BMC Remedy Developer
Studio any time you need to select a field while defining workflow.
Figure 4-4 shows the Field Selector dialog box. In this case it was opened from the
active link Sample: Class Search in the AR System sample application, so the
associated form is the Sample:Classes form.

Chapter 4 Specifying workflow actions 69
Developing workflow actions in BMC Remedy Developer Studio
For a form that contains a large number of fields, you can use one of the methods
in the Filtering Options or Available Fields areas to locate the appropriate field:
Name—To locate a field by name, begin to type the name in the Name field of
the Field Selector dialog box. The list narrows to display only field names
beginning with the characters you type.
Field Category—To locate a field by field type, select the checkbox for that type.
Locate—To locate the field name in the list while still displaying all the field
names, begin to type the field name in Locate field.
Figure 4-4: Field Selector dialog box
To add a field to the table with the Field Selector dialog box
1Click in an empty row of the Field column.
An ellipsis button appears.
2Click the ellipsis button.
3In the Field Selector dialog box, select the field to add to the field mapping table.
The fields listed depend on the associated forms for the action and the type of
mapping appropriate for the action.

70 Workflow Objects Guide
BMC Remedy Action Request System 7.6.04
Adding a value to the field mapping table
In the value column, you can enter a field name, keyword, static value, or
expression. Use the expression editor select field names and keywords, or to create
an expression. You can also type the expression in the field using the content assist
feature.
To define a value for the field by using the expression editor
1After entering a field in the Field column, click the same row in the Value column.
2Click the ellipsis button that appears in the Value cell.
The Expression Editor dialog box opens. Figure 4-5 shows an example of the
Expression Editor dialog box in a Set Fields action, with a value being defined for
the Short Description field.
Figure 4-5: Expression Editor dialog box, Set Fields example

Chapter 4 Specifying workflow actions 71
Developing workflow actions in BMC Remedy Developer Studio
3In the Expression Editor dialog box, build an expression to define the value:
To use a value from another field in the current request, select the field from the
Available Fields list.
To use the current value of a keyword, select it from the Keywords list.
To set a static value in the field, enclose the value in quotes in the expression.
For example, to set a field value that tracks what user modified the form and
when, create an expression like the following:
"Request modified by " + $USER$ + " on " + $Modified Date$ +"."
In this example expression, “Request modified by “ and “ on ” are static
values, $USER$ is an AR System keyword that contains the current user’s login
ID, and $Modified Date$ is a field in the current request. The “+” signs are
operators that concatenate the parts of the expression.
In Set Fields, Service, and Push Fields actions, you can also use the results of
data operations in the expression. For more information, see the descriptions of
those workflow types in this document.
4When the expression is complete, click OK to close the Expression Editor dialog
box and enter the expression in the field mapping table.
To define a value for the table by using the content assist feature
1After entering a field in the Field column, click the same row in the Value column.
2Begin typing the expression. For example, to select a field name, type a single quote
(‘) or press Ctrl+Space.
NOTE
When you map fields, BMC Remedy Developer Studio does not automatically
validate the field types or prevent you from mapping fields of different types. If
you map fields of different types to each other, AR System converts the values at
runtime.
Using a dynamic data source or destination in workflow
For several action types, instead of hard-coding a source or destination form when
you create the workflow (at design time), you can configure the workflow to use a
form determined when the workflow runs (at runtime). For active links, you can
also configure the workflow to determine the server where the form resides at
runtime. To do this, use the SAMPLE DATA data source or data destination when
you create the workflow.
To identify the form and server to use at runtime, you use fields in the form
associated with the workflow or keywords. In the workflow object, these are called
runtime values. To map fields and values in the workflow object, you use a sample
form and server.

72 Workflow Objects Guide
BMC Remedy Action Request System 7.6.04
The following actions can use a dynamic data source or destination:
Configuring a dynamic data source
This section provides general information about configuring a dynamic data
source. For information about configuring a dynamic data source for a particular
action, see the section in this guide that describes that action.
NOTE
For information about configuring a dynamic data destination, see “Push Fields
action” on page 119.
When you select the SAMPLE DATA data source in the workflow editor, the fields
in the editor change to enable you to specify the following items:
Variables that identify a runtime server and form
A sample server and form
Action SAMPLE DATA data type
Call Guide Source
Open Window Source
Push Fields Destination
Service Source
Set Fields Source

Chapter 4 Specifying workflow actions 73
Developing workflow actions in BMC Remedy Developer Studio
Figure 4-6 shows an example of a Set Fields action being configured to use
SAMPLE DATA.
Figure 4-6: A Set Fields action with SAMPLE DATA as the data source
To configure a SAMPLE DATA data source in a workflow action
1Right-click the If Actions or Else Actions panel header.
2Choose Add Action > actionType.
3In the Data Source list, select SAMPLE DATA.
4(Active links only) In the Runtime Server Value field, click the ellipsis button.
5In the Field/Keyword selector dialog box, select one of these items:
The field on the primary form that will supply the source server name, for
example, $WorkflowServer$.
If the source server is to be the user’s current server, the $SERVER$ keyword.
6Click OK.
7In the Runtime Form Value field, click the ellipsis button.
8In the Field/Keyword selector dialog box, select one of these items:
The field on the primary form that will supply the source form name, for
example, $WorkflowForm$.
A keyword to supply the source form name, such as $SCHEMA$ or $SCHEMA-
ALIAS$.
These fields identify the
sample server and form
to use to map values
in the workflow object
at design time
At runtime, these
variables specify the
server and form to use as
the data source

74 Workflow Objects Guide
BMC Remedy Action Request System 7.6.04
9Click OK.
TIP
You can also use content assist to enter a field name in the Runtime Server Value
and Runtime Form Value fields. To do so, enter a dollar sign ($) or press
Ctrl+Space in the field. A list of fields in the primary form appears; select the
appropriate field. If you enter field names manually, use variable format (for
example, $WorkflowServer$).
10 (Active links only) In the Sample Server Name field, select the server that has the
sample form to use at design time.
11 In the Sample Form Name field, select the sample form that contains the fields to
map in the field mapping table.
12 Continue designing the workflow by completing the remaining fields in the
workflow editor.
For workflow that uses a Run If Qualification, you can use fields from both the
primary form and the sample form in the qualification. The field types and field
IDs on the sample form and the corresponding runtime form must match.
When mapping fields to values in the field mapping table, the fields you can select
in the Values column come from the form identified in the Sample Form Name
field. If fields with the same IDs on the sample and runtime forms have different
data types, the general conversion rules apply. See “Server-side table field
implementation issues” on page 164.
Example of workflow with a dynamic data source
This example describes a Set Fields action in an active link that uses the SAMPLE
DATA data source. The SetFldTarget form is the form associated with the active
link. It contains two fields, RunTimeServer and RunTimeForm. The values in these
fields, entered by the user or set by workflow, determine at runtime which server
and form are used as sources in the Set Fields action. (When these values are set by
workflow, these fields can be hidden or read-only.)
In this example, a record exists in the SourceFormA form on the Calbro1 server.
The Item Description field in this form contains the value Test Data. When a user
clicks a button on the SetFldTarget form that triggers the active link, the active link
determines that the source server is Calbro1 and the source form is SourceFormA.
Based on the field mappings in the active link, the workflow obtains the value
Test Data from the Item Description field in the appropriate record in
SourceFormA on Calbro1 and sets that value into the Short Description field on the
SetFldTarget form.

Chapter 4 Specifying workflow actions 75
Types of workflow actions
Types of workflow actions
Table 4-1 lists the workflow actions, shows which workflow types can use the
action, and provides a cross-reference to more information about the action.
Some active link actions are only for use in BMC Remedy User and are not
supported by the web client. These are identified in the table with “BMC Remedy
User only.” (For information about client compatibility for active links that use the
Run Process action, see “Run Process action” on page 124.)
The following sections describe how to define workflow actions. These procedures
are the same whether you create If Actions or Else Actions.
Table 4-1: Using workflow actions in active links, filters, and escalations
Action type Active links Filters Escalations Page or book
Call Guide + + page 76
Change Field + page 77
Close Window +page 81
Commit Changes +page 82
DDE
(BMC Remedy User only) +Integration
Guide
Distributed Server Option + + BMC Remedy
Distributed
Server Option
Guide
Direct SQL ++ +
page 83
Exit Guide ++ page 86
Go to Guide Label ++ page 86
Goto ++ page 87
Log to File ++
page 88
Message ++ page 88
Notify ++
page 95
OLE Automation
(BMC Remedy User only) +Integration
Guide
Open Window +page 102
Push Fields ++ +
page 119
Run Macro
(BMC Remedy User only) +page 123
Run Process ++ +
page 124
Service ++ +
page 127
Set Fields ++ +
page 129
Wait
(BMC Remedy User only) +page 136

76 Workflow Objects Guide
BMC Remedy Action Request System 7.6.04
Call Guide action
Use the Call Guide action in:
Active links
Filters
The Call Guide action starts a filter guide or an active link guide that is not an entry
point. For example, you might have a guide that runs a series of active links to get
information from the user, or a guide that walks a table field when the user clicks
a button on a form. To start that guide, you create an active link that contains a Call
Guide action. For more information about active link guides and filter guides, see
“Defining guides and guide actions” on page 137.
Active links and filters that execute in the context of guides are triggered by the
guide and not by their Execute On conditions. When a guide executes an active
link or filter, any Execute On conditions are ignored. The Call Guide action triggers
the first or the specified active link or filter in the guide and every active link or
filter that follows.
You can use the Call Guide action to “loop” through the rows of a table field (also
known as “table walk”). For more information, see “Using active link guides in
client-side table fields” on page 151.
To define a Call Guide action
1Right-click the If Action or the Else Action panel header.
2Choose Add Action > Call Guide.
3From the Data Source list, select SERVER or SAMPLE DATA:
To call a guide that exists on a server to which you are logged in, select SERVER,
and go to step a.
For filters, you cannot select a different server. The called guide must exist on
the current server.
To enable the server (active links only) and guide to be specified at runtime,
select SAMPLE DATA, and go to step b.
a(Data Source is SERVER) Select the Server (active links only) where the guide
exists and the Guide Name to call.
Servers that appear in the Server Name list are those to which you are
currently logged in.
To select the Guide Name, click the ellipsis, and then select from the list of
available guides.
For active links, the Available Active Link Guides list includes all active link
guides on the server you selected. For filters, the Available Filters List includes
all filters on the current server.
For active link guides, if the guide being called is not connected to the form
where the active link is running, a new window opens.

Chapter 4 Specifying workflow actions 77
Change Field action
b(Data Source is SAMPLE DATA) Define the variables that will determine the
server and guide name at runtime:
For active links, enter an expression in the Runtime Server Value field to
determine the server name at runtime.
In the Runtime Guide Value field, enter an expression to determine the guide
name at runtime.
For example, enter the keyword variable $SERVER$ in Runtime Server Value
and the field variable $GuideName$ in Runtime Guide Value. Use the typing
assistant or click the ellipsis and use the Field/Keyword Selector dialog box.
For more information about using the SAMPLE DATA data source, see “Using a
dynamic data source or destination in workflow” on page 71.
4In the Table Loop field, select the appropriate option:
If the Call Guide action is not a table-loop action, select None.
If this Call Guide action will loop through the rows of a table, select All Rows or
Selected Rows Only (active links only).
For active link guides, the Selected Rows Only option can significantly improve
the performance of table loop guides because the looping action is performed
only on the selected rows, and not on every row in the table field.
For information about using table loop guides, including additional
performance tips, see “Using active link guides in client-side table fields” on
page 151 and “Using a filter guide to loop through a table field” on page 160.
5Save the active link or filter.
WARNING
AR System does not allow a Call Guide action that calls the guide itself. However,
AR System allows recursive call guides; for example, CallGuide1 calls CallGuide2,
and then CallGuide2 calls CallGuide1. You can create this scenario, but be aware
that an infinite loop can occur. If this happens, BMC Remedy User hangs and the
mid tier generates a Sun™ JavaScript™ error.
Change Field action
Use the Change Field action in:
Active links
The Change Field action changes specified characteristics of fields in the current
window. (This action does not change field properties in the database.)
Based on conditions when the active link executes and on the field type, you can:
Change the field access type.
Change the label font.
Hide or display the field.

78 Workflow Objects Guide
BMC Remedy Action Request System 7.6.04
Expand or collapse tree levels.
Expand or collapse a panel field.
Specify a different menu for a character field.
Change the field label.
Change the color of the field label. (Not supported for tree view table fields.)
Change the field entry mode to Required.
Move the focus (cursor) to the field.
Refresh a list view or tree view table field.
To define a Change Field active link action
1Right-click the If Action or the Else Action panel header.
2Choose Add Action > Change Field.
3In the Field list, select Field Name or Field Value:
Field Name—Click the ellipsis button. In the Field Selector dialog box, select the
field whose characteristics you want to change.
Field Value—Select a field whose runtime value will be the name of the field to
change. This option enables you to select the field to change dynamically by
using workflow. See “Creating a dynamic Change Field action” on page 79
4Set the following field attributes as necessary.
If you selected Field Name in step 3, the list of attributes is determined by the
selected field’s type.
If you selected Field Value, all field characteristics appear. Attributes that are not
applicable to the field type selected at runtime are ignored.
To leave an attribute unchanged, select Unchanged (the default).
Field Access—Changes the Field Access field property to Read Only, Read/
Write, or Disabled (for data fields) or to Enabled or Disabled (for trim, control,
and tree view table fields).
Field Font—Changes the field label font to the specified AR Fonts style, such as
Edit Field or Header Text (I). Not supported for tree view table fields.
Field Visibility—Changes the visibility of a field. To show a hidden field, select
Visible. To hide a visible field, select Hidden.
To be made visible, the field must be in the form view. If it is not in the current
view, changing visibility has no effect. Not supported for tree view table fields.
Expand Collapse Tree Levels—Expands (Expand All Levels) or collapses
(Collapse All Levels) all levels of a tree view table field.
Collapse All Levels closes all levels of the tree view so that only the root node
and the first level are displayed. If the root node is a level (that is, it contains non-
collapsible items), the tree is not collapsed.

Chapter 4 Specifying workflow actions 79
Change Field action
Expand Collapse Panel—Opens or closes a panel field (a panel in a panel
holder.)
Menu—Changes the menu attached to a field: Select Changed, and either enter
the name of the new menu or click the ellipsis button to select the new menu
from the Menu/Keyword Selector.
If a menu is not attached to the field, you cannot change to a different menu.
To hide the menu icon, select the $NULL$ keyword from the Menu/Keyword
Selector. This allocates space on the form for the icon. If you later use the Change
Field action to attach a different menu, the menu icon reappears without
affecting the form layout. For information about creating menus, see the Form
and Application Objects Guide, “Creating menus,” page 299.
Field Label—Changes the field label: Select Changed, and either enter a new
label in the text box or click the ellipsis button and select a field reference from
Field Selector. If you leave the text box empty, the field label appears blank.
WARNING
Changing field labels can affect the layout of the form. For example, long labels
might be truncated or the field might change position on the form. Leave enough
room around the field to handle the changed label size.
Label Color—Changes the field label color: Select Custom, and select a color
from the color palette. To reset the color to its default setting, select Default.
Field Drag—Enables or disables a field configured to be dragged (the source
field). See “Allowing data to be dragged and dropped” on page 290.
Field Drop—Enables or disables a field configured to be dropped on (the target
field). If you use this action to disable a field, the field is not highlighted when
users perform drag operations. See “Allowing data to be dragged and dropped”
on page 290.
Process Entry Mode—Changes a nonrequired field to a required field
(Required) or reinstates the field’s Optional entry mode (Not Required).
Set Focus to Field—When selected, moves the focus (cursor) to the field.
Refresh Tree/Table—When selected, refreshes a list view or tree view table
field.
5Save the active link.
Creating a dynamic Change Field action
To determine the field to be changed at runtime, use the Field Value option when
creating the Change Field action, and supply the field or keyword that will identify
the field ID to be changed at runtime. To allow the workflow to obtain this value
from a field, add the field to the associated form. (If workflow will set the value in
this field, it can be a hidden or display only field.)

80 Workflow Objects Guide
BMC Remedy Action Request System 7.6.04
For example, the Change Field Example form shown in Figure 4-7 contains a field
named “Dynamic Field Changer.” At runtime, the user or the workflow enters a
field ID in this field, in this case, field ID 8 (the Short Description field). When the
user clicks the Click Me button, the label on the Short Description field turns red
and the field receives focus.
Figure 4-7: Using dynamic workflow to change field attributes
IMPORTANT
For forms viewed in the web client, do not use a dynamic Change Field action that
makes a field visible; otherwise, performance is degraded significantly.
To define a dynamic Change Field action
1Select Field Value in the Change Field action, and then click the ellipsis button.
Figure 4-8: Defining the field to change by a using field value
2In the Field/Keyword Selector dialog box, select the field or keyword (such as
$FIELDNAME$) that will identify the field holding the field ID to change at runtime.

Chapter 4 Specifying workflow actions 81
Close Window action
3Specify the field attributes to change with this action.
In this example, the field label color is changed to red and the focus is set when the
workflow is executed. All other attributes are unchanged.
4Save the active link.
Close Window action
Use the Close Window action in:
Active links
The Close Window action closes the current or all open windows. This action only
closes windows, and does not save updated values or push them to the parent
window. If the window to be closed is a dialog box and you want to write the data
from the dialog box to the parent form, use the Close Window action in
combination with the Open Window and Commit Changes action, as follows:
In the Open Window active link action (page 102) specify the data to be
transferred to the parent form with the Field Mapping Mode set to On Close.
Call the Commit Changes active link action (page 82) before the Close Window
action to save the specified data to the parent form.
You can create buttons to implement these actions. See “Using buttons to control
window close actions” on page 82.
To define the Close Window active link action
1Right-click the If Action or the Else Action panel header.
2Choose Add Action > Close Window.
3From the State list, select Close Current or Close All:
Close Current—Only the current window the active link is running from closes
when the active link executes.
Close All—All open windows close when the active link executes.
4Save the active link.

82 Workflow Objects Guide
BMC Remedy Action Request System 7.6.04
Using buttons to control window close actions
When developing a dialog box, create buttons that predictably exit the dialog box
and accomplish the actions that you want to occur. To do so, add a button field to
the display-only dialog box form, and then create active links that execute when
the button is clicked. For example, create any or all of the following buttons:
OK—Use the Commit Changes action followed by the Close Window action to
transfer field values from the dialog box to the parent form, and then close the
dialog box.
Cancel—Use the Close Window action to close the dialog box without
transferring any data to the parent form.
Apply—Use the Commit Changes action to transfer field values from the dialog
box to the parent form, but leave the dialog box open.
If you do not create these buttons, the user can only exit the dialog box by clicking
the X icon in the top right corner of the dialog box. Clicking the X icon results in
unsaved changes and might bypass other workflow actions that should occur.
For more information about using a display-only form as a dialog box, see the Form
and Application Objects Guide, “Using a display-only form as a dialog box,”
page 158.
Commit Changes action
Use the Commit Changes action in:
Active links
The Commit Changes action two has functions:
When used with a dialog box, Commit Changes works with the Open Window
and Close Window actions to capture the data entered in the dialog box. In this
case, the Commit Changes action pushes predetermined values from the dialog
box to fields on the parent form, but does not initiate a save to the database.
When used with a regular form, join form, view form, or vendor form, the
Commit Changes action applies the changes in the form and performs the major
form action (for example, Submit, Search, or Modify). In this case, the Commit
Changes action does submit data to the database.
To define a Commit Changes action
1Right-click the If Action or the Else Action panel.
2Choose Add Action > Commit Changes.
The Commit Changes action is added to the If Action or Else Action list.
3Save the active link.

Chapter 4 Specifying workflow actions 83
DDE action
Using Commit Changes with a dialog box
In workflow, you can use a display-only form as a dialog box to capture user input.
To do this, you use the Commit Changes action to transfer the data back to the
parent form, in combination with the Open Window and Close Window actions,
as follows:
In an Open Window action with the Dialog window type, map the data to be
written in the field mapping for the On Dialog Close Action. See “Open Window
action” on page 102.
Use the Commit Changes action before the Close Window action to write the
data entered in a dialog box to the parent form.
Use the Close Window action to close the dialog box. See “Close Window
action” on page 81.
DDE action
Use the DDE action in:
Active links
The DDE active link action allows data to be exchanged between a client and server
using DDE. See the Integration Guide, “Using active links with DDE,” page 290.
Direct SQL action
Use the Direct SQL action in:
Active links
Filters
Escalations
Use the Direct SQL action to submit any legal SQL command to a non-AR System
database. Use this command only if it is required for integration with another
database.
The Direct SQL action has a different result than the SQL command you use to set
a field value in the Set Fields action. In the Set Fields action, you use SQL to query
the database for information and then use the returned value to set a field. With
the Direct SQL action, the SQL command is not expected to return data. For
example, you can define a Direct SQL action to perform inserts or updates to a
non-AR System database.

84 Workflow Objects Guide
BMC Remedy Action Request System 7.6.04
WARNING
BMC does not support or recommend using a Direct SQL action to modify data in
the tables created by the AR System server to store object definitions or form data.
It can result in data corruption. Use this action to push data only to non-AR System
database tables.
You must know SQL syntax and concepts to create a Direct SQL action. For the
most effective use of direct SQL commands, you must also have a general
understanding of relational databases and a specific understanding of the
relational database underlying your AR System.
AR System passes direct SQL commands to the database without checking the
syntax. You must make sure that all submitted commands achieve the needed
result. Your SQL commands should comply with ANSI SQL standards, so that
single quotes are reserved for strings and double quotes are reserved for use with
database object names only.
SQL commands can be generic or specific to the DBMS. If an SQL command is
specific to one DBMS, you might not be able to move the workflow object that
contains it to another environment.
Making sure your SQL commands are secure
Use care when configuring the Direct SQL action. The AR System server uses
double quotation marks to substitute single quotation marks unless the entire
command is a substitution parameter where you leave the value as is. The
following rules explain this concept:
If parameters are used when constructing the SQL command, the AR System
server substitutes the values and escapes single quotation marks by doubling
the quotation marks.
If you enter the entire SQL command in a field and access the command with the
$Field$ reference, the AR System server does not examine or alter the contents
of the command, and any single quotes in the SQL command are not escaped. If
you use this technique, make sure the command can safely run on the database.
WARNING
BMC does not recommend the second method as this can leave your system
vulnerable to hackers with malicious and harmful intent.
To define the Direct SQL active link, filter, or escalation action
1Right-click the If Action or the Else Action panel header.
2Choose Add Action > Direct SQL.
3From the Server list, select the AR System server where you want to perform the
SQL command.

Chapter 4 Specifying workflow actions 85
DSO action
4In the SQL Command field, enter the SQL command that you want to submit to the
database.
To use the Expression Editor dialog box to build the SQL command, click the
ellipsis button. As shown in Figure 4-9, the Expression Editor enables you to
choose SQL commands, fields from the form, and AR System keywords.
5Save the active link, filter, or escalation.
Figure 4-9: Expression Editor dialog box for Direct SQL action
In this example expression, the elements Bug_ID, First_Name, and Tech are
columns in the table Customer_Info_Order. The contents of the
$Short Description$ field will be used to determine the name of the last
column.
DSO action
Use the DSO action in:
Filters
Escalations
The DSO action enables you to configure DSO Transfers, DSO Returns, and DSO
Deletes in workflow. See the BMC Remedy Distributed Server Option Guide,
“Creating workflow to perform DSO operations,” page 72.

86 Workflow Objects Guide
BMC Remedy Action Request System 7.6.04
Exit Guide action
Use the Exit Guide action in:
Active links
Filters
The Exit Guide action terminates the current guide and, optionally, all of its calling
guides. Both active link and filter guides exit by default when they reach they have
executed all the active links or filters contained in the guide. However, you use the
Exit Guide action to terminate the guide under a specific circumstance.
For example, in a guide with two or more mutually exclusive workflow paths, use
the Exit Guide action to end the guide at the end of each possible path.
For more information about active link guides and filter guides, see “Defining
guides and guide actions” on page 137.
To define an Exit Guide active link or filter action
1Right-click the If Action or the Else Action panel header.
2Choose Add Action > Exit Guide.
3Select or clear the Close All Guides on Exit check box. If this check box is:
Selected—All running guides exit when the active link or filter is executed.
Cleared—Only the current guide exits when the active link or filter is executed.
(Default)
4Save the active link or filter.
Go to Guide Label action
Use the Go to Guide Label action in:
Active links
Filters
The Go to Guide Label action redirects the flow of execution within a guide to a
specific location in the list of active links or filters. You mark these locations in the
guide by inserting a guide “label” before the active link or filter that begins each
unit of workflow. The Go to Guide Label action directs the workflow to the
specified label, and the guide then executes the active links or filters that follow the
label.
This action allows you to create modular workflow, so that you can repeat a series
of workflow steps or create workflow can take any of several paths, controlled by
qualifications.
For more information about active link guides and filter guides, see “Defining
guides and guide actions” on page 137.

Chapter 4 Specifying workflow actions 87
Goto action
To define the Go to Guide Label active link or filter action
1Right-click the If Action or the Else Action panel header.
2Choose Add Action > Go to Guide Label.
3In the Guide Label field, type the name of the guide label.
4Save the active link or filter.
Goto action
Use the Goto action in:
Active links
Filters
Use the Goto action to execute an active link or filter in an order other than the
normal sequence determined by the active link or filter execution order. When a
Goto action executes, the first item with an execution order greater than or equal
to the number that you specify executes next. You can specify a static or variable
execution order value.
Like the Goto Guide Label action, the Goto action allows you to control the order
of workflow. However, the Goto action does not require the workflow to be
organized into a guide. The Goto action can be useful when you want to execute a
sequence multiple times. For each time that you want to execute an active link or
filter, a Goto action returns you to the active link or filter with which you want to
begin.
To define the Goto active link or filter action
1Right-click the If Action or the Else Action panel header.
2Choose Add Action > Goto.
3In the Type field, select one of the following options:
Execution Order— Specify a static execution order.
Enter the execution order in the Goto Execution Order field. You can specify an
execution order up to 1000. If you specify an execution order of 0, the first active
link that meets the execution conditions executes.
NOTE
BMC Remedy Developer Studio does not prevent you from entering an execution
order higher than 1000. However, any execution order of 1001 or more is
interpreted as 1000.
Execution Order from Field—Use an execution order that is set at runtime.
In the Field With Execution Order field, type or select the field that will
determine the execution order. This field must be an integer field.
4Save the active link or filter.

88 Workflow Objects Guide
BMC Remedy Action Request System 7.6.04
Log to File action
Use the Log to File action in:
Filters
Escalations
Use the Log to File action to append all operations meeting the filter or escalation
conditions to a text file on the AR System server. Each log entry includes:
A date and time stamp.
The name of the user whose action triggered the filter.
The name of the form.
The request ID number.
The fields included in the transaction.
Escalations support Log to File If Actions, but do not support Log to File Else
Actions.
To define the Log to File filter or escalation action
1Right-click the If Action or the Else Action (filters only) panel header.
2Choose Add Action > Log to File.
3In the File Name field, enter the full directory path of the log file. To browse to an
existing location, click Browse.
4Save the filter or escalation.
NOTE
If a failure occurs when writing to the log file that you specify, AR System records
a warning message in the arerror.log file. This warning message appears only
once, not for every time logging fails. The next time the system successfully writes
to the log file that you specified, a message is also written to the arerror.log file.
Message action
Use the Message action in:
Active links
Filters
Use the Message action to display an error, warning, note, or message for any
operation that meets the active link or filter conditions. You define the content of
the message and set options to control where the message appears.

Chapter 4 Specifying workflow actions 89
Message action
To define the Message active link or filter action
1Right-click the If Action or the Else Action panel header.
2Choose Add Action > Message.
3From the Type list, select the appropriate message type.
The message type is displayed as a label with the message. The available message
types are:
Note—Displays a note and continues the operation. The message is labeled
ARNOTE.
Warning—Displays a warning and continues the operation. The message is
labeled ARWARN.
Error—Displays an error and terminates the operation. No actions are
performed after an error message. The message is labeled ARERR.
For example, you can use an error message to disallow requests with no value
in a specific field, even if the field is not normally a required field.
TIP
In a filter, you can use an error handling filter instead of displaying a message and
terminating the filter. See “Error processing” on page 160.
Prompt—Active links only. In BMC Remedy User, displays a message in the
Prompt Bar and continues. See “Using the Prompt Bar” on page 93.
This option is not supported in the web client.
Accessible—Active links only. Displays a message that can be interpreted by a
screen reader for a visually impaired user.
To support this message type, the Accessible Mode user preference must be set
to Screen Reader/No Vision. For more information about accessibility, see:
The Configuration Guide, “Accessibility tab,” page 88
BMC Remedy User help
Tooltip—Active links only. In web clients, the message appears in a tooltip. For
information about tooltips, see “Using the message action to create tooltips” on
page 90.
4In the Text field, enter the text of the message.
You can enter an unlimited number of characters for active links and a maximum
of 255 characters for filters. To insert field values from the current form or
keywords in the message, click the ellipsis and use the Expression Editor dialog
box.

90 Workflow Objects Guide
BMC Remedy Action Request System 7.6.04
5In the Number field, enter a message number.
The message number is displayed with the message. The number that you specify
must be greater than or equal to 10000. (Numbers less than 10000 are reserved for
AR System messages.) Message numbers are not displayed with Prompt messages.
Define a unique number for each message. You can add the messages you define
to the Error Messages form to create a complete list of AR System messages and
messages for your application. To allow for localization of the message text, create
an entry for the message in the Message Catalog form.
6(Active links only). To cause a note or warning to appear in the Prompt Bar instead
of a dialog box, select the Show Message in Prompt Bar check box.
7Save the active link or filter.
Using the message action to create tooltips
Tooltips are brief informational messages that are displayed in response to a user
action with an object on the screen. Tooltips are commonly used to provide
descriptions of menu items, toolbar buttons, or other objects.
In AR System, tooltips can be applied to tables, attachments, field labels, or field
data.
A tooltip can be displayed either by hovering the mouse over an area in a form or
by clicking an object such as a button. For table fields, a tooltip can be displayed by
hovering over a row. The tooltip displays the values for the row being hovered
over, even if that row is not the currently selected row.
When a tooltip appears by hovering, it is closed when the mouse is moved outside
the tooltip’s border. When a tooltip appears by clicking (for example, when a
tooltip appears when you click a button), it is closed when you click anywhere
outside the tooltip’s border.
A tooltip also can be dismissed by pressing the Escape key.
Tooltips can include URL links, which can be added through a Set Fields action.
Implementing tooltips
Tooltips are implemented through two types of AR System features:
HOVER event
Active link Message action
The HOVER event triggers the active link action that displays a tooltip. The HOVER
event is an execution option in an active link. The HOVER event does not fire on
fields that are disabled or hidden.

Chapter 4 Specifying workflow actions 91
Message action
Depending on the field type you are working with, you can use the option buttons
next to the Hover check box to select the area of the field where the HOVER event for
the tooltip will be triggered. The options are Field, Label, and Data.
If the applicable field is a data field, all three options are enabled.
If the applicable field does not have distinguishable label and data areas, only
the Field option is enabled.
A ToolTip selection is available as a message action option for an active link.
Figure 4-10: Message action for a tooltip
Tooltip message actions are not available for filters.
HOVER function
To add tooltips to table fields and attachment pools, use the HOVER function,
which, when used with a field ID as an argument, returns the value of the field
being hovered over. For example:
HOVER(colfield ID) returns the value of the column field for the row being
hovered over.
HOVER(tablefield ID) returns a row value for the row being hovered over.
HOVER(attachpool) returns the name of the file that is attached in the row of
the attachment pool being hovered over.
Be sure to use the actual field ID to return the correct value. For example, if a
column has an ID of 636880912, that is the value you must enter to have the correct
value returned for the column.

92 Workflow Objects Guide
BMC Remedy Action Request System 7.6.04
Figure 4-11: Using the HOVER function for a tooltip
Wait time for tooltip display
The wait time for detecting a HOVER event can be configured in two ways—by
editing the config.properties file, or by specifying a wait time in the AR System
User Preference form.
config.properties file
In the config.properties file, add a line that specifies the wait time in
milliseconds, for example:
Arsystemhover_wait_time = 1500
where 1500 is 1500 milliseconds.
AR System User Preference form
In the AR System User Preference Form (Web tab), set a hover wait time (in
milliseconds).
Formatting tooltips
The appearance of tooltips can be enhanced through the use of templates. For
example, a template can be used to set the color and appearance of the tooltip’s text
and background.
A template is applied to a tooltip using the TEMPLATE function. A Set Field action
sets the template result into a field. The field is referenced in the tooltip message.
Tooltips also can be formatted manually using HTML. However, the HTML is not
validated.

Chapter 4 Specifying workflow actions 93
Message action
Accessibility support (section 508)
For those using assistive devices, a tooltip is rendered as a dialog box, which can
be dismissed by clicking its OK button. The following keyboard actions
correspond to the areas on a form where a tooltip can be displayed:
ALT+F9—label
ALT+F10—data
ALT+F12—field
Using the Prompt Bar
If you select the Show Message in Prompt Bar check box for a Message active link
action, Note, Warning, and Error messages will be displayed in the prompt bar.
(The check box is ignored for Prompt, Accessible, and Tooltip messages.)
In a browser, the prompt bar is displayed below the web toolbar.
In BMC Remedy User, the Prompt Bar is a message area at the top or bottom of the
window (choose View > Prompt Bar > Top or Bottom). The user can control
whether the Prompt Bar is hidden or visible (choose View > Prompt Bar > Visible).
If the Prompt Bar is hidden in BMC Remedy User, and a Message or Wait action
directs a message to the Prompt Bar, one of the following events occurs:
When a guide is running, the Prompt Bar becomes visible for the duration of the
guide, assuming you use the Wait action.
When no guide is running, messages directed to the Prompt Bar appear in a
dialog box.
When the Prompt Bar is visible in BMC Remedy User, a note, warning, or error that
is sent to the Prompt Bar can be overwritten by other prompt messages, and by the
field help when the field focus changes. For this reason, select the Show Message
in Prompt Bar check box only if you are including the message in a guide.
NOTE
System messages (from filters or from the server) appear in a prompt bar or a
dialog box, depending on how they are configured in the AR System
Administration: Server Information form.

94 Workflow Objects Guide
BMC Remedy Action Request System 7.6.04
Behavior of messages for prompt bar in a browser
If you select Note, Warning, or Error when creating a Message action link action
and you select the Show Message in Prompt Bar check box, the message will
usually appear in the prompt bar. Table 4-2 describes where messages appear in
relation to where they are launched from. (In some cases, the message will appear
in a pop-up box instead.)
For more information about floating panels, see the Form and Application Objects
Guide, “About floating panels,” page 333.
NOTE
If a form is opened in a view field through the Open Window active link action, the
Inline Form option is available. If Inline Form is selected, content in the view field
appears as if it is part of the containing form. If a form is inside an inline view field,
the form will never have a prompt bar. Any messages destined for a prompt bar
are displayed in the containing form’s prompt bar.
Table 4-2: Where messages appear in relation to where they are launched from
If the Message active link action is
configured for a:
The message appears in the:
Regular form Prompt bar
Dialog box Pop-up box
Modeless floating panel Prompt bar
Dialog floating panel Pop-up box
Tooltip floating panel Prompt bar
Inline view field Prompt bar of containing form
Dialog floating panel in an inline form Pop-up box
Modeless floating panel in an inline form Prompt bar of containing form

Chapter 4 Specifying workflow actions 95
Notify action
Workflow and prompt bar messages
After displaying a Note, Warning, or Error message, workflow resumes, so
multiple messages might be displayed. Because Error messages cause workflow
execution to stop, only one Error message is displayed at any time, and it is always
the final message in the list.
By default, when a new set of workflow begins, the prompt bar is cleared for most
conditions, except:
Menu Choice/Row Choice (when Row Choice is used)
Table Refresh
Collapse (when not in the middle of a workflow set)
Expand (when not in the middle of a workflow set)
Close (for inline forms only)
When workflow is executed with the Window Closed execution option (when a
window is closed or the mode is changed), messages are redirected to a pop-up
box. This allows the user to see the message before the window closes.
However, if the message comes from an inline view field (configured through the
Window Closed execution option), the message is displayed in the containing
form's prompt bar. No redirection is needed.
Notify action
Use the Notify action in:
Filters
Escalations
Use the Notify action to send specified users or groups an email, an alert, or an
alternate method outside of AR System. For example, a filter can notify support
staff that they have been assigned a new request, or an escalation can notify a
manager that a request has not been handled within the specified time.
Alerts are stored in the database, and users can view them in the alert list. Email
messages are sent through the BMC Remedy Email Engine, which supports the
SMTP and MAPI mail protocols for outgoing messages. You can also write
notifications to a file for use by another application.
For information about BMC Remedy Alert, see BMC Remedy User Help and BMC
Remedy Alert Help. For information about using alerts on the Web, see the
Configuration Guide, “Using the alert list in a browser,” page 258. For information
about sending notifications by using an external application, see “Using an
external delivery mechanism” on page 101.

96 Workflow Objects Guide
BMC Remedy Action Request System 7.6.04
Creating a notify action
To configure a Notify action, you define basic information, such as the delivery
mechanism, the recipients, and the contents of the notification message. You can
configure the notify action to determine any of these options at runtime.
For notifications that will (or might) be delivered by email, you also specify email-
related information, such as a subject, additional message header information,
attachments and data content, and a template, if any. These options can also be
determined at runtime. See “Entering additional email information” on page 99.
To define the delivery mechanism, recipients, and contents
1Right-click the If Action or the Else Action panel header.
2Choose Add Action > Notify.
3In the Mechanism field, select the notification mechanism:
Alert—The specified users are notified with entries in the Alert Events form.
Users can view their list of alerts and open the originating requests.
Email—The notification is sent to the specified recipients by email. You can
identify AR System recipients by their AR System user or group names, or enter
email addresses to notify any recipient inside or outside of AR System.
User Profile Default—The specified users are notified using the default method
specified in their User form record. If the User record does not contain a default
mechanism, the user is notified through BMC Remedy Alert.
Cross Reference—The specified users are notified with the mechanism
specified by an integer or selection field in the current request. Use this option
to determine the notification method at runtime. See “Using a dynamic delivery
method” on page 101.
Other—The specified users are notified using the mechanism specified in the
Other Code field. In this case, the notification is written to a file. Use this option
to create your own delivery method. For example, you can set up your system
to page users when they receive a notification. See “Using an external delivery
mechanism” on page 101.
4In the Priority field, enter a number from 0 through 10 to set the priority.
The priority appears in the Priority field of the Alert Events form to allow the user
to sort the alert list by priority.
5In the User field, enter information to identify the recipients of the notification.
The user field is limited to 255 characters. If you enter more than one recipient,
separate each recipient by entering a hard return (press Enter). The server
evaluates each line separately.

Chapter 4 Specifying workflow actions 97
Notify action
To specify one or more recipients, enter the recipient information in any of the
following formats:
AR System user names
Alert notifications are entered in the Alert Events form, with the user name
appearing in the User field.
Email notifications are sent to the email address specified in the User form
entry for the user.
AR System group names—AR System takes the group name from the entry in
the Group form, searches the User form for all users belonging to this group, and
delivers the notification for each member.
For Alert notifications, an entry is made in the Alert Events form for each
group member.
Email notifications are sent to the email address specified in the User form
entry for each user.
For more information about users, groups, and the User and Group forms, see:
The Configuration Guide, “Adding and modifying user information,” page 57
The Form and Application Objects Guide, “Groups in AR System,” page 22
TIP
To broadcast a notification to a large group, BMC recommends that you send the
notification to a mailing list or alias on the email server, instead of using an
AR System group. This avoids the need to create all the notifications on the
AR System server, which can impact performance.
Email addresses—In addition to obtaining the email address from the User
form, in filters you can enter email addresses directly or by using a keyword,
such as $USER$. This allows the Notify action to send messages to users outside
of AR System, including aliases or an email address that represents a program.
Include the email domain name in the address, for example,
Joe.User@calbro.com or $USER$@calbro.com.

98 Workflow Objects Guide
BMC Remedy Action Request System 7.6.04
A field reference, AR System keyword, or expression—To allow the
notification recipients to be determined at runtime, enter an expression using
field names or keywords:
Type a dollar sign ($) and select the field name or keyword from the content
assist list, or click the ellipsis to the open the Expression Editor dialog box. For
example, to send a message to the user who created the request, enter
$Submitter$.
Entering a field name indicates that the name of the user or group to notify is
in that field in the current request. You must create workflow to populate the
field. The field can contain one or more recipients in the form of a user name,
group name, or email address, separated by hard returns. The field cannot
contain another field reference.
Make sure that the data entered in the User field at runtime does not exceed
255 characters. If it does, the notification might not be delivered to some
recipients.
When you select a keyword, the current value of the keyword is substituted
at runtime.
To resolve the contents of the User field, AR System first checks for a matching
request in the User form. If found, the notification is sent to that user. If not found,
the server checks for a matching request in the Group form. If the name
corresponds to a group name, the notification is sent to all members of that group.
If the contents of the User field do not match an existing User or Group definition,
AR System interprets the field contents as a literal address and sends the
notification to that address, using the SMTP or MAPI mail protocols.
6In the Text field, enter the content of the notification message.
The size limit for this field depends on the notification type. You can include up to
32 KB of message content in an email notification. For an Alert notification, enter
no more than 4000 characters.
To include field values or keyword values in the notification text, use the
Expression Editor dialog box or the content assist feature to select fields and
keywords from the list. You must enter field names and keywords in the variable
format, for example, $Short Description$. For information about using the
expression editor, see Chapter 3, “Building qualifications and expressions.”
Example Notify action
Figure 4-12 shows an example of a Notify action. In this example, the user in the
Assigned To field of the current request will receive a priority 1 notification by
either Alert or an email message, depending on the default set the recipient’s User
form record.
If the notification is an Alert, the contents of the Text field will appear in the Alert
Text column of the Alert List, including the name of the submitter and the time
stamp. If the notification is an email, the subject line will include the request ID,
and the contents will include the contents of the Text field, along with a URL to the
request, and the contents of the request’s Short Description field.

Chapter 4 Specifying workflow actions 99
Notify action
Figure 4-12: Example Notify action
Entering additional email information
For all notification mechanisms except Alert, optional fields appear in the Notify
action for email-specific information. In addition actions set for Email in the
Mechanism field, Notify actions configured for User Profile Default,
Cross-Reference, or Other can also generate email notifications. The fields
described in this section are ignored for Alert notifications.
To enter additional email information
1In the Subject field, enter a subject for the message.
You can include field and keyword values in the subject. The maximum length for
the subject is 255 characters. If the value replacing a variable at runtime causes the
Subject field data to exceed 255 characters, the subject is truncated at 255
characters. If you enter a field name in the Subject Line field, the notification
contains the value of the field in the database, up to 255 characters.
NOTE
For some UNIX® email systems, you can include extra header lines in your email
message by inserting hard returns followed by formatted mail headers in the
Subject field. The resulting notification contains a Subject Line and your header
lines. However, the total of all data in the Subject Line field must be 255 or fewer
characters.

100 Workflow Objects Guide
BMC Remedy Action Request System 7.6.04
2(Optional) Select a shortcut option to add a link to the request in the email message:
AR Task—Adds an AR Task attachment to the email notification. The AR Task
attachment allows the user to open the request in BMC Remedy User.
Web URL—Includes a URL to the request in the email notification. The URL
allows the user to open the request in the web client.
To use a Web URL, you must define the web path in the Email Notifications Web
Path field on the Advanced tab of the AR System Administration: Server
Information form. See the Configuration Guide, “Server Information—Advanced
tab,” page 123.
3From the Fields list, select an option to control the addition of request data in the
message body of the email notification:
None—None of the fields is included in the notification.
All—All of the fields in the request are included in the notification.
Selected—Selected fields are included in the notification. Click Add to open the
Field Selector dialog box and select the fields to include.
Changed—Only fields that have changed in the current transaction are included
in the notification.
If you include field contents, AR System will check the field permissions to the
notification’s subject and body.
By default, the order of fields included in an email notification is based on their
arrangement in the form view, as follows:
Fields are taken from the default form view. If there is no default view, the first
view is used.
Using the X and Y coordinates of each field, the order of fields begins at the top
left, and moves left to right, then down (in a zigzag-like pattern).
Fields excluded from the form’s default view are randomly included at the
bottom of the list in a notification.
You can only include data fields in an email. Other field types such as panel
fields are ignored.
To guarantee the order of fields in a notification, create a special view named
ARNotification. Exclude any panel fields from this view; otherwise, notifications
default to the default view.
4To view additional email-related fields, click Show Unused Fields. Use these fields
to override default parameters relating to the email system. For information about
these parameters, see the BMC Remedy Email Engine Guide.
5Save the Notify filter or escalation action.

Chapter 4 Specifying workflow actions 101
OLE Automation action
Using a dynamic delivery method
To determine the notification method at runtime, select Cross-Reference in the
Mechanism field. (See “To define the delivery mechanism, recipients, and
contents” on page 96.) With this option, users are notified based on the numerical
value in an integer or radio (selection) field in the current request.
When you select the Cross-Reference delivery mechanism, another field appears
in the filter or escalation named Reference Field. Enter the field variable for the
referenced field in this field, for example, $DeliveryType$. Only integer fields and
radio fields appear in the Field Selector dialog box.
To populate this field at runtime, you must also define workflow that inserts a
numeric value between 0 and 3 in this field, or sets the equivalent radio field value,
at runtime. In a radio field, the first option has a value of 0, the second a value of
1, and so on. These values represent the following delivery mechanisms:
0—Do not notify
1—Alert
2—Email
3—User default
Using an external delivery mechanism
To use a delivery method that does not use Alert or the BMC Remedy Email
Engine, select Other in the Mechanism field. (See “To define the delivery
mechanism, recipients, and contents” on page 96.)
When you select the Other delivery mechanism, the Code field appears in the filter
or escalation. Select a value from 4 through 98 in the Code field to indicate the
delivery mechanism to use.
With this option, the notification is written to a file in the following path:
Windows—arInstallDir\arserver\db\notificationNN.arn, where NN is
the number in the Code field.
UNIX—arInstallDir/db/notificationNN.arn, where NN is the number in
the Code field.
OLE Automation action
Use the OLE Automation action in:
Active links
Use the OLE Automation action to share functionality between applications that
support OLE. For more information, see the Integration Guide, “OLE automation,”
page 269.

102 Workflow Objects Guide
BMC Remedy Action Request System 7.6.04
Open Window action
Use the Open Window action in:
Active links
Use the Open Window action to open an AR System form in one of six window
types. The window type determines the form open mode and general window
behavior. The fields in the active link editor change depending on the window type
selected to allow you to configure the appropriate options for the Open Window
action.
The Open Window action includes the following window types:
Dialog—Open a form that acts as a dialog box from a parent form. The Open
Window action defines what data is transferred from the parent form to the
dialog box when the dialog box opens, and what data is transferred from the
dialog box back to the parent form when a Commit Changes action occurs.
Data transfer from the parent form to the dialog box is based on the field
mapping you create in the On Dialog Open Action table.
Data transfer from the dialog box back to the parent form is not automatic.
You must create a Commit Changes active link action (see “Commit Changes
action” on page 82) that executes before or when the dialog box closes to
cause data transfer. The data transferred is determined by the field mapping
you create for the On Dialog Close Action table.
See “To define the Open Window action for dialog boxes” on page 103 and the
Form and Application Objects Guide, “Using a display-only form as a dialog box,”
page 158.
Search—Open a form in Search mode, using the specified server and form. You
can either set default field values in the opened form or map values from the
parent form to the search form. See “To define the Open Window action for
Search or Submit window types” on page 106.
Submit —Open a form in New mode, using the specified server and form. You
can either set default field values in the opened form or map values from the
parent form to the search form. See “To define the Open Window action for
Search or Submit window types” on page 106.
Modify—Open a form in Modify mode, using the specified server and form
along with a qualification to select the entries to be displayed when the window
opens. See “To define the Open Window active link action for Modify or Display
windows” on page 108.
Display—Open a form in Display mode, using the specified server and form
along with a qualification to select the entries to be displayed when the window
opens. See “To define the Open Window active link action for Modify or Display
windows” on page 108.

Chapter 4 Specifying workflow actions 103
Open Window action
Report—Open a report form to display the results of a search, using the
specified server and form. You also specify the report form to use and the search
criteria to select the records to include in the report. See “To define the Open
Window active link action for Report windows” on page 112.
Modify Directly—Opens a form in Modify mode and skips workflow events
except for the Window Open and Display events. See “To define the Open
Window active link action for Modify or Display windows” on page 108.
Display Directly—Opens a form in Display mode and skips workflow events
except the Window Open and Window Display events. See “To define the Open
Window active link action for Modify or Display windows” on page 108.
Popup —Opens a form like a pop-up on the browser. It behaves like an existing
AR System pop-up and cannot be decoupled from the parent window. See “To
define the Open Window action for Popup” on page 117.
NOTE
For all types of Open Window actions, you can hard code the source data server
and form in the active link, or you can use the SAMPLE DATA data source to
supply a source data server and form at runtime. For information about using a
dynamic data source, see “Using a dynamic data source or destination in
workflow” on page 71.
Creating Open Window actions for dialog boxes
Use a dialog window with a display-only form to prompt for user input and
transfer the data entered to the parent form.
To define the Open Window action for dialog boxes
1Right-click the If Action or the Else Action panel header.
2Choose Add Action > Open Window.
3From the Window Type list, select Dialog.
The fields required to define the Open Window action for dialog boxes appear.
4From the Data Source list, select SERVER or SAMPLE DATA:
To define a specific server and form, select SERVER, and go to step a.
To allow the server and form to be defined at runtime, select SAMPLE DATA,
and go to step b.
a(Data Source is SERVER) Select the Server Name, Form Name, and Form View
Name to be used as the dialog box.
Servers that appear in the Server Name list are those to which you are currently
logged in.
Selecting a form view name is optional. If you do not enter anything in the Form
View Name field, the form’s default view is used. For more information, see
Form and Application Objects Guide, “Creating and managing form views,”
page 393.

104 Workflow Objects Guide
BMC Remedy Action Request System 7.6.04
b(Data Source is SAMPLE DATA) Define the sample and runtime server, form,
and view names or values:
Use the Sample Server Name and Sample Form Name fields to select the server
and form name to use while defining the Open Window action.
Use the Runtime Server Value, Runtime Form Value, and Runtime Form View
Value fields to identify the fields on the parent form or the AR System keywords
that will define the source server, form, and view name for the dialog box at
runtime.
For more information about using the SAMPLE DATA data source, see “Using
a dynamic data source or destination in workflow” on page 71
5Select or clear the Show Close Button check box. If the check box is:
Selected—A close box appears in the upper-right corner of the dialog box in
BMC Remedy User. This option has no effect in the web client, because browsers
always contain an X (close) button in the top right corner.
NOTE
Selecting this option does not add an AR System button field to the form. Instead
of using a generic window close box, consider creating buttons that predictably
exit the dialog box and accomplish the actions that you want to occur. See “Using
Commit Changes with a dialog box” on page 83.
Cleared—A close box does not appear. For BMC Remedy User clients, you must
create a Close Dialog action to close the dialog box and return the focus to the
parent form.
6In the On Dialog Open Action table, map the values for fields to populate when the
dialog box opens:
aIn the Field column, select fields to be populated in the dialog box, and then click
OK.
The list of available fields comes from the dialog box form selected in the Form
Name or Sample Form Name field.
bIn the Value column, enter an expression to select field values from the parent
form, as described in “Mapping fields to values” on page 68.
You can use field names, AR System keywords, the results of a function, or static
values to set values in the dialog box fields, and you can build an expression to
combine these value types.

Chapter 4 Specifying workflow actions 105
Open Window action
7In the On Dialog Close Action table, map the fields and values to be passed back
to the parent form when the dialog box closes:
aIn the Field column, select fields in the parent form to receive values from the
dialog box when it closes.
The list of available fields comes from the primary form for the active link.
bIn the Value column, enter an expression to select field values from the parent
form, as described in “Mapping fields to values” on page 68.
NOTE
Mapping fields and values in the On Dialog Close Action table identifies the fields
and values to populate on the parent form, but the mapping does not cause the
values to transfer. You must use a Commit Changes action to transfer the defined
field values to the parent form. See “Commit Changes action” on page 82.
Figure 4-13 shows an example Open Window active link action for the Dialog
window type. In this example, the Open Window action will open a display-only
form named AA-DispOnly as a dialog box, obtaining the form from the server
TestServer. The field EnterAssignee is a field on the display-only form, and its
initial value is set to $NULL$. When the dialog box is closed, a Commit Changes
action will transfer the value in the EnterAssignee field to the Assigned To field on
the parent form.
Figure 4-13: Open Window active link action, Dialog window type

106 Workflow Objects Guide
BMC Remedy Action Request System 7.6.04
Creating Open Window actions for Search or Submit windows
The search and submit window types open a form in Search mode or New mode,
respectively. You can open a blank form, or you can populate fields using field
defaults, AR System keywords, values from the current request, static data, or the
results of a formula.
To define the Open Window action for Search or Submit window types
1Right-click the If Action or the Else Action panel header.
2Choose Add Action > Open Window.
3From the Window Type list, select Search or Submit.
Search—Opens the specified form in Search mode.
Submit—Opens the specified form in New mode.
The fields required to define the Open Window action for search and submit
window types appear.
4To control where the window opens in the web client, select one of the following
Target Locations:
New—Opens the form in a new browser window.
New Without Toolbar—opens the form in a new browser window with the
browser toolbar, menu bar, and location bar hidden.
Current—Opens the form in the current browser window.
<String>—Allows you to specify a frame name, which opens the form inside the
frame. In the case of a view field frame, the name is VF<FieldId>; for example,
VF536870913.
<Field>/<Keyword>—Allows you to select a field or keyword that will
determine the window open location at runtime.
NOTE
In BMC Remedy User, the Open Window action always opens a new window
within the current instance of BMC Remedy User, and the Target Location field is
ignored.
5If you have selected <String> or <Field>/<Keyword> in step 4, perform the
following:
aSelect or clear the Inline Form check box. If the check box is:
Selected—the view field provides inline behavior for the rendering form. See
Form and Application Objects Guide, “Inline Forms” on page 150.
Cleared—the view field provides the frame based behavior for the rendering
form.

Chapter 4 Specifying workflow actions 107
Open Window action
NOTE
View fields maintain the existing behavior unless the Inline Form option is
checked.
bPerform the following in the field next to the Target Locations:
For <String>, enter a view field id with the prefix VF. For example, for a view
field with ID 1234, enter VF1234.
For <Field>/<Keyword>, click the ellipsis and select a character field that
contains the VF expression at runtime.
NOTE
In BMC Remedy User, the Open Window action always opens a new window
within the current instance of BMC Remedy User, and the Target Location field is
ignored.
6From the Data Source list, select SERVER or SAMPLE DATA:
To define a specific server and form, select SERVER, and go to step a.
To enable the source data server and form to be determined at runtime, select
SAMPLE DATA, and go to step b.
a(Data Source is SERVER) Select the Server Name, Form Name, and Form View
Name to be used as the dialog box.
Servers that appear in the Server Name list are those to which you are currently
logged in.
Selecting a form view name is optional. If you do not enter anything in the Form
View Name field, the form’s default view is used. For more information, see
Form and Application Objects Guide, “Creating and managing form views,”
page 393.
b(Data Source is SAMPLE DATA) Define the sample and runtime server, form,
and view names or values:
Use the Sample Server Name and Sample Form Name fields to select the
server and form name to use while defining the Open Window action.
Use the Runtime Server Value, Runtime Form Value, and Runtime Form
View Value fields to identify the fields on the parent form or the AR System
keywords that will define the source server, form, and view name for the
dialog box at runtime.
For more information about using the SAMPLE DATA data source, see “Using
a dynamic data source or destination in workflow” on page 71.
7(Optional) To set field values in the form when it is opened, use the field mapping
area:
To set all fields to their default values, if any, select the Set Fields to Default
Values check box.
To map values to specific fields, select fields and define values in the field
mapping table. See “Mapping fields to values” on page 68.

108 Workflow Objects Guide
BMC Remedy Action Request System 7.6.04
If you do not define any field values, a blank form opens in Search or New mode.
When you save the active link without field values, BMC Remedy Developer
Studio warns that no field values have been mapped, but the active link is saved.
The Class Search active link in the AR System Sample application contains an
example Open Window action that uses a search window.
Creating Open Window actions for Modify or Display windows
The Modify and Display window types allow you to search for data in the database
and display the results to the user.
To define the Open Window active link action for Modify or Display windows
1Right-click the If Action or the Else Action panel header.
2Choose Add Action > Open Window.
3From the Window Type list, select Modify or Display.
Modify—A user with the correct permissions can open and edit records in the
results list.
Display—Users can open but not edit records in the results list.
The fields required to define the Open Window action for a Modify or Display
window appear.
4From the Display Type list, choose a display type:
List Only—In BMC Remedy User, displays a list of results in the results pane.
The user can open the record by clicking an item in the list.
In the web client, the results are shown in a split display, including the results
pane and the details pane.
Detail Only—In BMC Remedy User, the first matching record appears in the
details pane, with Next and Previous buttons.
In the web client, only the first matching entry is displayed. No toolbar buttons
are available to move between entries, but you can add Next and Previous
buttons and support them with workflow.
Split Window—The results are displayed in a split window, with the results list
pane in the top half, and the first entry displayed in the details pane in the
bottom half.
Clear—In BMC Remedy User, the results are displayed according to the display
type specified by the Show Result List Only user preference.
In the web client, the results are shown in a split display, including the results
list pane and the details pane.
5To control where the window opens in the web client, select one of the following
Target Locations:
New—Opens the form in a new browser window.
Current—Opens the form in the current browser window.

Chapter 4 Specifying workflow actions 109
Open Window action
<String>—Allows you to specify a frame name, which opens the form inside the
frame. In the case of a view field frame, the name is VF<FieldId>; for example,
FV536870913.
<Field>/<Keyword>—Supply a field or keyword reference that will contain a
valid value for the target at runtime. Valid values for the Target identifier are:
to-screen:
to-print:
to-file:
Include a space after the colon. For example, to create a screen target based on a
field reference, the value in the field you select contains to-screen: .
NOTE
In BMC Remedy User, the Current and <String> options are ignored.
6If you have selected <String> or <Field>/<Keyword> in step 4, perform the
following:
aSelect or clear the Inline Form check box. If the check box is:
Selected—the view field provides inline behavior for the rendering form. See
Form and Application Objects Guide, “Inline Forms” on page 150.
Cleared—the view field provides the frame based behavior for the rendering
form.
NOTE
View fields maintain the existing behavior unless the Inline Form option is
checked.
7From the Data Source list, select SERVER or SAMPLE DATA:
To define a specific server and form, select SERVER, and go to step a.
To allow the source data server and form to be determined at runtime, select
SAMPLE DATA, and go to step b.
a(Data Source is SERVER) Select the Server Name, Form Name, and Form View
Name to be used as the dialog box.
Servers that appear in the Server Name list are those to which you are currently
logged in.
Selecting a form view name is optional. If you do not enter anything in the Form
View Name field, the form’s default view is used. For more information, see
Form and Application Objects Guide, “Creating and managing form views,”
page 393.
b(Data Source is SAMPLE DATA) Define the sample and runtime server, form,
and view names or values:
Use the Sample Server Name and Sample Form Name fields to select the
server and form name to use while defining the Open Window action.

110 Workflow Objects Guide
BMC Remedy Action Request System 7.6.04
Use the Runtime Server Value, Runtime Form Value, and Runtime Form
View Value fields to identify the fields on the parent form or the AR System
keywords that will define the source server, form, and view name for the
dialog box at runtime.
For more information about using the SAMPLE DATA data source, see “Using
a dynamic data source or destination in workflow” on page 71.
8In the Qualification field, complete the following steps:
aDefine a qualification that defines the records to return when the window
opens.
Click the ellipsis to use the Expression Editor dialog box, or type the
qualification, using content assist to select fields and keywords. For information
about creating qualifications, see Chapter 3, “Building qualifications and
expressions.”
b(Optional) Select Suppress Empty List to specify that an empty list does not
appear if no results are returned from the search.
cFrom the If No Requests Match list, select a handling option to control how BMC
Remedy User or the web client responds when no matches are found in the
selected form:
Do Not Show Any Message—No message appears regardless of results
returned.
Show Default Message—Standard system-generated message appears if no
requests match.
Show Message—A message that you define appears.
The fields for defining a message appear in the workflow editor.
9If you selected Show Message:
aFrom the Message Type list, select the appropriate message type.
bIn the Message Number field, enter a message number.
cIn the Message Text field, enter the text of the message.
To build an expression using fields or keywords, click the ellipsis button.
For more information about these parameters, see “Message action” on page 88.
10 (Optional) To specify a sort order for the results, or a polling interval, click Show
Advanced.
11 To sort the requests of the search, complete the Sort Order table:
aClick Add, and then select fields to sort on in the Field Selector dialog box.
bClick OK to add the fields to the Sort Order table.
cTo move fields up or down in the Sort Order table, use the Up and Down
buttons.
dTo select ascending or descending order, click the field in the Sort Order column,
and then select Ascending or Descending.

Chapter 4 Specifying workflow actions 111
Open Window action
eTo remove a field from the Sort Order table, select the field, and then click
Remove.
fTo clear the table, click Remove All.
12 (Optional) To define a polling interval for BMC Remedy User clients, enter the
interval in minutes in the Polling Interval field.
This option causes BMC Remedy User to reissue the search at the specified interval
while the window is open.
Figure 4-14 shows an Open Window action for a Modify window type. In this
example, the Open Window action will search for requests in the form
AA-TestForm2, in which the Assigned To field is empty. If the search finds
matching requests, the Modify window display the results of the search. A results
list will appear in the top half of the window and the first matching record will
appear in the detail pane in the bottom half of the window. The results list will be
sorted by Create Date and then by Request ID. If no requests match the search
qualification, a default message will appear.
Figure 4-14: Open Window active link action, Modify window type

112 Workflow Objects Guide
BMC Remedy Action Request System 7.6.04
Creating Open Window actions for reports
Use the Report window type to search for records matching a qualification and
display the results in a report. You can use any compatible report format, including
AR System reports and Crystal reports. For information about creating and using
reports in AR System, see:
The BMC Remedy User help
The BMC Remedy Mid Tier Guide, “Using Crystal reports with AR System,”
page 111
The BMC Remedy Mid Tier Guide, “For your end users: Creating reports in a
browser,” page 155
To define the Open Window active link action for Report windows
1Right-click the If Action or the Else Action panel header.
2Choose Add Action > Open Window.
3From the Window Type list, select Report.
The fields required to define the Open Window action for a Report window
appear.
4To control where the report displays, select one of the following Target Locations:
New—Opens the form in a new browser window.
Current—Opens the form in the current browser window.
<String>—Allows you to specify a frame name, which opens the form inside the
frame. In the case of a view field frame, the name is VF<FieldId>; for example,
FV536870913.
<Field>/<Keyword>—Supply a field or keyword reference that will contain a
valid value for the target at runtime. Valid values for the Target identifier are:
to-screen:
to-print:
to-file:
Include a space after the colon. For example, to create a screen target based on a
field reference, the value in the field you select contains to-screen: .
NOTE
In BMC Remedy User, the Current and <String> options are ignored.
5From the Data Source list, select SERVER or SAMPLE DATA:
To define a specific server and form, select SERVER, and go to step a.
To allow the source data server and form to be determined at runtime, select
SAMPLE DATA, and go to step b.
a(Data Source is SERVER) Select the Server Name, Form Name, and Form View
Name to be used as the dialog box.

Chapter 4 Specifying workflow actions 113
Open Window action
Servers that appear in the Server Name list are those to which you are currently
logged in.
Selecting a form view name is optional. If you do not enter anything in the Form
View Name field, the form’s default view is used. For more information Form
and Application Objects Guide, “Creating and managing form views,” page 393.
b(Data Source is SAMPLE DATA) Define the sample and runtime server, form,
and view names or values:
Use the Sample Server Name and Sample Form Name fields to select the server
and form name to use while defining the Open Window action.
Use the Runtime Server Value, Runtime Form Value, and Runtime Form View
Value fields to specify the fields on the parent form or the AR System keywords
that will define the source server, form, and view name for the dialog box at
runtime.
For more information about using the SAMPLE DATA data source, see “Using
a dynamic data source or destination in workflow” on page 71.
6From the Report Type list, select a report type:
AR System—Use an AR System report.
Crystal—Use a Crystal Report, if installed.
<Field>/<Keyword>—Supply a field or keyword reference that will contain a
valid value for the report type at runtime. Valid values for this field are:
The Report Type identifier (21=).
The corresponding numeric report type (1 for AR System and 2 for Crystal).
For example, to create an AR System report based on a field reference, the value
in the field must contain 21=1 at runtime.
Other report options might appear, depending on which report engine software
you have installed on your system.
7From the Report Location list, select where the report resides:
Embedded—Report is stored as part of the active link.
NOTE
If you make changes to an embedded report after creating the active link, save the
active link to use the updated report.
Local—Report resides on the client’s local disk.
Report Form—Report resides on the reporting server in the Report form.
For web clients, the reporting server must be defined in the AR System User
Preference form. For BMC Remedy User, the reporting server must be defined
in the local user preferences or in the AR System User Preference form. If the
reporting server is not defined, the report does not run.
The Report form has a unique index, which guarantees that the report name is
unique.

114 Workflow Objects Guide
BMC Remedy Action Request System 7.6.04
8To save an embedded report to another area on the network, click Save to Disk.
An embedded report is saved with the definition of the active link, on the server
where the active link is created. Use Save to Disk if you need to access to the report
on an AR System server where the embedded report does not reside locally.
9In the Report Name field, enter the full path name for the report.
If the report is located on a network, enter a path with a drive mapping or the full
server and directory path (for example, V:\shared\report2.rpt or
\\serverName\path\fileName).
For Embedded reports, the path name must be for a location on or accessible to,
the BMC Remedy Developer Studio client machine. This allows AR System to
store the report with the Open Window action when you save the active link.
For Local reports, select <String> or <Field/Keyword>:
<String>—Enter the full path to the report. To navigate to the report location,
click Browse.
The path must be to a location on or accessible to the user’s machine. This
allows AR System to run the report from the client machine when the Open
Window action executes.
<Field>/<Keyword>—Select a field or keyword that will define the full path
to the report at runtime.
For Report Form reports, select <String> or <Field/Keyword>:
<String>—Enter the name of the report as entered in the Name field of the
appropriate entry in the Report form.
<Field>/<Keyword>—Select a field or keyword that will contain the name of
the report at runtime.
10 From the Report Destination list, select where you want your report to appear:
Screen—The report appears in a window as determined by the option selected
in the Target Location field.
For Crystal Reports, if a report is run from a regular form window, the report is
displayed in a window in BMC Remedy User. If the report is run from a form
opened as a dialog box (modal window), the report is displayed in a new
window and in front of the dialog box. The Crystal Report is scrollable,
resizable, and printable.
Printer—The report is sent to your default printer as defined in your Windows
environment (BMC Remedy User only).
File—The report is saved to a file (BMC Remedy User only).
For Crystal Reports, a dialog box allows the user to select the file format and
destination. In the user tool a Crystal Dialog is shown that allows the user to
select the Format and the Destination. File formats include PDF, HTML, RPT,
Microsoft Excel, Microsoft Word, and others. Possible destinations include a file,
an application, a Microsoft Exchange folder, others.

Chapter 4 Specifying workflow actions 115
Open Window action
For the web client, you must choose Screen. The user must print the report from
the browser.
<Field>/<Keyword>—The report destination is determined at runtime.
Create an expression to identify a field reference in the Report Destination field.
The value of the field at runtime dynamically defines the destination of the
report. Valid values for the destination identifier are:
to-screen:
to-print:
to-file:
In each case, the colon must be followed by a space character in the field value.
For example, to specify a screen destination using a field reference, the value in
the field must be to-screen: .
11 In the Qualification field, complete the following steps:
aDefine a qualification that defines the records to return when the window
opens.
Click the ellipsis to use the Expression Editor dialog box, or type the
qualification, using content assist to select fields and keywords. For information
about creating qualifications, see Chapter 3, “Building qualifications and
expressions.”
bFrom the If No Requests Match list, select a handling option to control how BMC
Remedy User or the web client responds when no matches are found in the
selected form:
Do Not Show Any Message—No message appears regardless of results
returned.
Show Default Message—Standard system-generated message appears if no
requests match.
Show Message—A message that you define appears.
The fields for defining a message appear in the workflow editor.
12 If you selected Show Message:
aFrom the Message Type list, select the appropriate message type.
bIn the Message Number field, enter a message number.
cIn the Message Text field, enter the text of the message.
To build an expression using fields or keywords, click the ellipsis button.
For more information about these parameters, see “Message action” on page 88.
13 (Optional) To specify a sort order for the results, or to enter other advanced options,
click Show Advanced.
14 To sort the data in the report, complete the Sort Order table as described in
“Creating Open Window actions for Modify or Display windows” on page 108.

116 Workflow Objects Guide
BMC Remedy Action Request System 7.6.04
15 (Web clients only) To use entry IDs rather than the qualification to select entries for
the report, select the appropriate option from the Entry IDs list:
<String>—Enter the Entry ID
<Field>/<Keyword>—Select a field or keyword that will contain the Entry ID
at runtime.
Select a field reference in the Entry IDs field list that passes the ID numbers of the
entries selected for the report in the Query List View. If there is more than one
entry ID, separate them with commas. These IDs take precedence over any search
entered in the Qualification tab. However, if the Entry IDs field is blank, the
qualification criteria are used to create entries for the report.
16 For web clients, if your third-party report engine supports query override, enter
Yes or No in the Query Override field to indicate whether you want the query in
the results list or table field to override the query stored in the report.
Make sure that the Query Override field in the Report form is consistent with the
Query Override in this Open Window active link so that the report runs correctly.
17 From the Report Operation list, select the appropriate option:
Edit—Only for Web clients using AR System reporting on a pre-6.3 mid tier,
where the window type is Report.
Run—Only for AR System reports on web clients. Select this option to run a
report by using the Start command on the ReportType entry for the selected
report type.
Create—Only for Web clients using AR System reporting on a pre-6.3 mid tier,
where the window type is Report.
<Field>/<Keyword>—Enter a field or keyword that will contain the Report
Operation type at runtime.
NOTE
In the pre-6.3 mid tier, you used Create and Edit operations for Open Window
active link actions with a Window Type of Report to create and modify AR System
reports. In the 6.3 and later versions of the mid tier, Create and Edit operations are
not supported. To create and edit reports from an Open Window active link, use
the Submit Window Type, and select the ReportCreator form.
18 From the Character Encoding list, select the appropriate option:
Use server—Use the character encoding defined for the AR System server in the
report. This is the default.
Alternate character sets—Select an alternate character set for the report. For
example, to use Korean characters, select Korean.
<Field>/<Keyword>—Select a field or keyword that will contain the character
encoding at runtime.

Chapter 4 Specifying workflow actions 117
Open Window action
Creating Open Window actions for Popup window
The Popup Open Window action prompts for user input and transfers the data
entered to the parent form.
The Popup type provides an advanced look to the pop-ups in BMC Remedy Mid
Tier. It does not open in a new window or on a new tab. Instead, it appears as a
child window at the center of the parent window. It closes automatically when you
close the parent window. You cannot move a pop-ups outside the parent window.
You can handle the close option on the pop-ups in BMC Remedy Mid Tier using
the Show Close Button option. For more details, see “To define the Open
Window action for Popup” on page 117.
When you enable the option, the pop-up window opens with a close option on
the title bar.
When you disable the option, the pop-up window does not contain the title bar
and the close option.
To define the Open Window action for Popup
1Right-click the If Action or the Else Action panel header.
2Choose Add Action > Open Window.
3From the Window Type list, select Popup.
The fields required to define the Open Window action for Popup appear.
4From the Data Source list, select SERVER or SAMPLE DATA:
To define a specific server and form, select SERVER, and go to step a.
To allow the server and form to be defined at runtime, select SAMPLE DATA,
and go to step b.
a(Data Source is SERVER) Select the Server Name, Form Name, and Form View
Name to be used as the pop-up.
Servers that appear in the Server Name list are those to which you are currently
logged in.
Selecting a form view name is optional. If you do not enter anything in the Form
View Name field, the form’s default view is used. For more information about
default view, see Form and Application Objects Guide, “Creating and managing
form views.”
b(Data Source is SAMPLE DATA) Define the sample and runtime server, form,
and view names or values:
Use the Sample Server Name and Sample Form Name fields to select the
server and form name to use while defining the Open Window action.
Use the Runtime Server Value, Runtime Form Value, and Runtime Form
View Value fields to identify the fields on the parent form or the AR System
keywords that will define the source server, form, and view name for the pop-
up at runtime.

118 Workflow Objects Guide
BMC Remedy Action Request System 7.6.04
For more information about using the SAMPLE DATA data source, see “Using
a dynamic data source or destination in workflow” on page 71
5Select or clear the Show Close Button check box. If the check box is:
Selected—A close box appears in the upper-right corner of the pop-up window
on the browser.
Cleared—A close box does not appear. You must create a Close Window action
to close the pop-up and return the focus to the parent form. Otherwise, you
cannot close the pop-up window.
6In the On Dialog Open Action table, map the values for fields to populate when the
pop-up opens:
aIn the Field column, select fields to be populated in the pop-up, and then click
OK.
The list of available fields comes from the pop-up form selected in the Form
Name or Sample Form Name field.
bIn the Value column, enter an expression to select field values from the parent
form, as described in “Mapping fields to values” on page 68.
You can use field names, AR System keywords, the results of a function, or static
values to set values in the pop-up fields, and you can build an expression to
combine these value types.
7In the On Dialog Close Action table, map the fields and values to be passed back
to the parent form when the pop-up closes:
aIn the Field column, select fields in the parent form to receive values from the
pop-up when it closes.
The list of available fields comes from the primary form for the active link.
bIn the Value column, enter an expression to select field values from the parent
form, as described in “Mapping fields to values” on page 68.
NOTE
Mapping fields and values in the On Dialog Close Action table identifies the fields
and values to populate on the parent form, but the mapping does not cause the
values to transfer. You must use a Commit Changes action to transfer the defined
field values to the parent form. See “Commit Changes action” on page 82.
Using a dynamic data source in Open Window actions
To create an Open Windows action that uses runtime information to identify the
source server and form, specify SAMPLE DATA instead of SERVER for the data
source. See “Using a dynamic data source or destination in workflow” on page 71.
To use the SAMPLE DATA data source in an Open Window action, you must enter
values into the Server Name and Form Name fields. The Form View setting is
optional.

Chapter 4 Specifying workflow actions 119
Push Fields action
Allowing users to select a view based on preferences
You can create an alternate view of an existing view that can dynamically open at
runtime for specific users. The user controls the view selection by setting the Open
Window View Extension field in the user preferences. The alternate view must
start with the same prefix as an existing view.
For example, if an existing view has the label Inventory, an alternate view can
have the label Inventory_Large Font. Select Inventory in the Form View field
of the active link, and instruct users to specify _Large Font in the Open Window
View Extension field in user preferences.
Push Fields action
Use the Push Fields action in:
Active links
Filters
Escalations
The Push Fields action enables you to automate updates to the database. You can
transfer values from selected fields in the current request to another request in a
different form or in the same form. The Push Fields action can update or create a
request.
You can push values from all field types, including tables, hidden fields, fields not
in the active view, or fields in no views at all. However, you cannot push values to
non-data fields, such as table fields, column fields, and panel holders.
Each Push Fields action can push data from the current form to one other form,
although you can update multiple requests in that form. To push data from the
current form to more than one form, you must create a separate Push Fields action
for each destination form.
To define a Push Fields active link, filter, or escalation action
1Right-click the If Action or the Else Action panel header.
2Choose Add Action > Push Fields.
3From the Data Destination list, select SERVER or SAMPLE DATA:
To specify a specific server and form, select SERVER, and go to step a.
To determine the server and form at runtime, select SAMPLE DATA, and go to
step b.

120 Workflow Objects Guide
BMC Remedy Action Request System 7.6.04
a(Data Destination is SERVER) Select the Server Name (active links only) and
Form Name to push data to.
Servers that appear in the Server Name list are those to which you are currently
logged in. In the Form Name field, the forms that appear in the Form Selector
dialog box are from the server specified in the Server Name field.
Filters and escalations can push data only to forms on the server where the
workflow is running.
b(Data Destination is SAMPLE DATA) Define the sample and runtime server and
form names or values:
In the Sample Server Name (active links only) and Sample Form Name fields,
select the sample server and destination form name to use to design the Open
Window action.
In the Runtime Server Value and Runtime Form Value fields, identify the
fields on the current form or the AR System keywords that will identify the
destination server and form at runtime.
For more information, see “Using a dynamic data source or destination in
workflow” on page 71.
4In the Qualification field, enter a qualification, if any, to specify the request to
which the Push Fields action will push the data.
Click the ellipsis button to use the Expression Editor dialog box, or type the
expression directly in the Qualification field. For more information about creating
qualifications, see Chapter 3, “Building qualifications and expressions.”
To select fields in the Expression Editor dialog box, first select either the current
form or the destination form in the Form list. The list of Available Fields changes
to display fields from the selected form.
As you build the expression, fields from the current form are delimited with
dollar signs ($). Fields from the destination form are delimited with single
quotation marks ( ' ).
To use content assist to build the expression, press Ctrl+Space to get a list of all
possible choices. Alternatively, type a dollar sign ($) to get a list of fields from
the current form and keywords. Type a single quotation mark ( ' ) to get a list of
fields from the destination form.
If you associated additional forms and want to use a field from a form other than
the primary form, enter the appropriate field ID in the appropriate format, for
example, ‘$fieldID$' or ‘fieldID’. The field must exist on the form.
NOTE
Using a qualification causes the Push Fields action to run a query to obtain the list
of matching requests, so make sure to optimize the Push Fields qualification for
best system performance. See “Creating efficient qualifications” on page 56.

Chapter 4 Specifying workflow actions 121
Push Fields action
To create a Push Fields action that does not search for existing records but
instead always creates a request, do not enter a qualification. Instead, select the
following values:
In the If No Requests Match field, select Create a New Request.
In the If Any Requests Match field, select Take No Action.
5From the If No Requests Match list, select an option to control how the system
responds when no matches are found in the destination form:
Display ‘No Match’ Error—Returns an error message and stops processing.
Take No Action—Skips this action and proceeds to the next action.
Create a New Request—Uses the data specified in the Push Fields action to
create a request.
6From the If Any Requests Match list, select an option to control how the system
responds when multiple matches are found in the selected form:
Display ‘Any Match’ Error—Returns an error message and stops processing.
Modify First Matching Request—Pushes data to the first request that meets
the qualification.
Modify All Matching Requests—Pushes data to every request that meets the
qualification.
Take No Action—Skips this action and proceeds to the next action.
7Use the field mapping table to map the fields and values to push from the current
form to the destination form as follows:
To use matching field IDs to map the values of all matching fields from the
current form to the destination form automatically, select the Matching IDs
option. The field mapping table is disabled, and you cannot select specific field
mappings.
In this case, all matching field IDs (except for table columns, panel holders, and
core fields such as Modified Date and Request ID) are automatically set in the
destination form from the values in the current form.
TIP
When you use Matching IDs, the values are dynamic. This means that only the
setting is stored as part of the Push Fields action, and not the actual values.
Therefore, you can add data fields to these forms at a later stage and the action uses
them when executed.

122 Workflow Objects Guide
BMC Remedy Action Request System 7.6.04
To use the Auto Map dialog box, click Auto Map.
The Auto Map dialog box opens with all matching fields entered in the list. To
delete a field you do not want to update, select the field and click Remove. After
making selections in the Auto Map dialog box, click OK.
TIP
You can use Auto Map to map fields according to the field name or field ID. When
you use Auto Map with field names, the mappings are dynamic. However, when
you use Auto Map with field IDs, the mappings are stored with the form. In this
case, if you later add fields to the forms, they will not be part of the action and must
be added manually.
To map specific fields and to use an expression to define the value, follow the
steps described in “Mapping fields to values” on page 68.
In the Field column, select the fields in the destination form to which the Push
Fields action will push data. In the Value column, use an expression to define
the values that the Push Fields action will push to the fields in the destination
form.
To define the value, you can use field values from the current form, keywords,
static values, or the result of a function. In active links, you can also use the result
of a DDE operation. For information about using the result of a function, see
“Assigning values using function results” on page 251. For more information,
see Integration Guide, “Using active links with DDE,” page 290.
8Save the active link, filter, or escalation.
Using a dynamic data destination
To create a Push Fields action that uses runtime information to identify the
destination server and form, specify SAMPLE DATA instead of SERVER for the
data destination. At runtime, the field values are pushed to a server and form
defined by workflow or selected by the user. See “Using a dynamic data source or
destination in workflow” on page 71.
NOTE
Dynamic Push Fields actions cause browsers to perform extra HTTP fetches and
cause the AR System server to perform extra queries to determine the data types
for remote fields. To enable the mid tier to fetch these data types ahead of time and
avoid performance degradation, avoid using field references to store the server or
form names.

Chapter 4 Specifying workflow actions 123
Run Macro action
Run Macro action
Use the Run Macro action in:
Active links
The Run Macro action runs a macro created in BMC Remedy User. This workflow
action only runs in BMC Remedy User, and is not supported in the web client.
Most operations that can be performed from a macro can be performed from other
actions. Use the Run Macro action for backward-compatibility with clients prior to
the 5.0 release only.
The macro can perform any operation or series of operations. If the macro contains
parameters, you can specify values for those parameters, including a value from a
field in the current request. For example, a macro could use the value in the
Customer Name field of the current request to query the database for information
about the customer, or you it could generates a report when the user clicks a button
in the current request.
To use a macro in an active link, you must first create the macro by using BMC
Remedy User. For information about creating a macro, see BMC Remedy User
Help)
The macro that you specify is copied into the active link. If you later change the
macro, you must modify the active link and specify the macro again.
NOTE
You can use the $VERSION$ keyword to include or exclude older Windows user
tool clients in workflow. For more information, see “$VERSION$” on page 228.
You cannot convert a Run Macro action for use in an active link in these cases:
When you use the query bar inside the macro and:
Field names and field labels on the current form are different.
You use field IDs not on the current form as a parameter inside the query.
For any action involving logging in.
To define the Run Macro active link action
1Right-click the If Action or the Else Action panel header.
2Choose Add Action > Run Macro.
3In the Macro Name field, click the ellipsis button and navigate to select the
appropriate macro.
If the macro contains parameters, a list of parameters appears.

124 Workflow Objects Guide
BMC Remedy Action Request System 7.6.04
4If parameters are listed, enter any of the following as parameter values:
A static value
A keyword
A reference to any field in the current form
Field references and keywords must be enclosed within dollar signs, for
example, $Customer Name$. You can enter a field reference or keyword by
clicking in the Value column to open the Expression Editor dialog box, or by
using the content assist feature.
NOTE
Macros do not prompt for values when executed from active links, so you must
specify parameter values in the Run Macro action. To prompt for values, use an
Open Window active link action to capture the values. See “Creating Open
Window actions for dialog boxes” on page 103.
5To save the macro to another area on the network, click Save To Disk.
6Save the Run Macro active link action.
Run Process action
Use the Run Process action in:
Active links
Filters
Escalations
Use the Run Process action to run an independent process on a client computer or
an AR System server. The system executes the command specified in the
Command Line field. You can run an AR System application command or
workflow process command, or specify an external program to carry out actions
such as sending a fax or making a log entry in a specific format.
For more information about the AR System application and workflow commands,
see Appendix C, “Using Run Process and $PROCESS$ commands.” For
information about using the Run Process action or the $PROCESS$ keyword to
integrate AR System with an external application, see the Integration Guide,
“Running external processes (Run Process),” page 259.
NOTE
The Run Process action only executes an independent process; it does not return a
value. To insert the result of a process into a field, use the Set Fields action with the
$PROCESS$ keyword to set a field by using the value returned from a process (see
“Assigning values from process results” on page 253).

Chapter 4 Specifying workflow actions 125
Run Process action
Run Process action and access control
If the process executed with the Run Process action runs on the client, it uses the
permissions of the user who started BMC Remedy User. If the process executed
with the Run Process command runs on the server, it uses the permissions of the
user who started the AR System server. Make sure to configure AR System and
network access permissions to correctly enforce access control for processes.
IMPORTANT
For active links that run processes on the server, AR System provides a security
feature that allows you to limit active link processes to only execute in a specified
directory. For more information, see the permission and configuration information
in the Configuration Guide.
Using the Run Process command in a browser
To avoid degrading performance on the web, always specify the action in the Run
Process command instead of indirectly through a field. For example, the command
PERFORM-ACTION-ADD-ATTACHMENT 536868912 is acceptable. However, the
command $536868914$ 536868912 can degrade performance on the web.
Creating a Run Process action
Use the procedures in this section to define a Run Process action.
To define the Run Process active link, filter, or escalation action
1Right-click the If Action or the Else Action panel header.
2Choose Add Action > Run Process.
3In the Command Line field, enter the command to execute.
You can type the command or you can build the command by using the Expression
Editor dialog box. You can include the values from fields from the primary form
and keywords in the command, and you can select a process from the list of
AR System processes.
If an expanded value contains spaces, you must insert double quotation marks
around the parameter so that the operating system interprets it as a single value.
The fully expanded command line cannot exceed 4096 bytes.
4Save the active link, filter, or escalation.

126 Workflow Objects Guide
BMC Remedy Action Request System 7.6.04
Running AR System application processes from an active link
AR System provides a set of workflow commands and application commands that
you can call with the Run Process action. These are described in Appendix C,
“Using Run Process and $PROCESS$ commands.”
The process commands named GET-CHANGE-FLAG, SET-CHANGE-FLAG,
SET-RO-TYPE, and PERFORM-ACTION-actionName are workflow-specific
commands that carry out various workflow actions. These commands are executed
on the client when run in active links, and on server when run in a filter or
escalation.
The process commands named Application-commandName can only be executed
by the server. To use an Application command in an active link, you use a special
syntax to identify the server where the command will run:
To run the command on the current AR System server, enter
@@:processCommand
To run the command on a difference AR System server, enter
@serverName:processCommand
Running external processes on a client computer
For active links, when you run a process on a client computer, consider whether
you need to verify that the process can run on the client computer. If the process is
not available on all hardware platforms and operating systems, you can build a
qualification for the active link by using the $HARDWARE$ and $OS$ keywords to
verify that the client is running on an appropriate platform or operating system at
the time the active link executes. See Chapter 3, “Building qualifications and
expressions,” for more information.
Command line syntax guidelines
BMC recommends the following guidelines for command line syntax:
For external processes, adjust the command syntax appropriately for the
platform on which the server is running, and include the explicit path to the
command; for example, /home/jim/bin/command.
In the Windows environment, specify the drive; for example,
d:\home\jim\bin\command.bat.
In the UNIX environment, the process runs under a Bourne shell.
On a Windows server, you can only run a process that runs in a console (such as
a .bat script or an executable like runmacro.exe).
Use double quotation marks around substituted fields when the values might
contain spaces or other special characters; for example,
/bin/cmd "$field$".

Chapter 4 Specifying workflow actions 127
Service action
Substituted field values that contain hard returns or other special characters can
have unexpected results.
The AR System server does not interpret environment variables for the Run
Process action. To use environment variables, the action must run in the context
of a command window or shell on the client or server computer. Therefore,
include the path to the command-line executable in the command-line
statement, as in the following Windows example (cmd.exe):
“C:\Program Files\I386\cmd.exe %windir%\system32\mplay32.exe
%windir%\Media\chimes.wav".
For UNIX, you must include a reference to /bin/sh in the path.
For examples using the Run Process action to integrate AR System with other
applications, see the Integration Guide, “Running external processes (Run
Process),” page 259.
Service action
Use the Service action in:
Active links
Filters
Escalations
The Service action triggers filters that have an Execute On condition of Service.
You can now use the Service action in all three types of workflow:
Active links and filters—The Service action uses the input field mapping along
with an optional database request ID to provide output data to the current
transaction for use in further processing. In this case, no changes are required to
the database.
Escalations—The Service action used in an escalation does set values in the
database, if output data is provided.
The Service action uses fields and values in the input field mapping to determine
values for the output field mapping. The Service action can perform its service on
the current form or on any other form in the database. The Service action can work
with an AR System web service to obtain external services or with a Set Fields filter
action to consume an internal AR System service.
The filter called by the Service action accesses a request by using the input field
values in the transaction, or by retrieving values from the database, and returns
output values to the calling request.
NOTE
If the filter started by a Service action runs a Push Fields action, the output field
value list is not affected. If the filter runs a Set Fields action, the output field value
list uses any modified values.

128 Workflow Objects Guide
BMC Remedy Action Request System 7.6.04
WARNING
If a user is running a pre-7.1 version of BMC Remedy User and activates a Service
active link action, the user receives the following error message:
AR Warning 96 (Capability not supported by this AR System client)
To define the Service active link, filter or escalation action
1Right-click the If Action or the Else Action panel header.
2Choose Add Action > Service.
3From the Data Source list, select SERVER or SAMPLE DATA:
To define a specific server and form, select SERVER, and go to step a.
To allow the server and form to be defined at runtime, select SAMPLE DATA,
and go to step b.
a(Data Source is SERVER) Select the Server Name and Form Name for the source
data.
Servers that appear in the Server Name list are those to which you are currently
logged in.
b(Data Source is SAMPLE DATA) Define the sample and runtime server and the
sample and runtime form:
Use the Sample Server Name and Sample Form Name fields to select the
server and form name to use while defining the Open Window action.
Use the Runtime Server Value and Runtime Form Value fields to identify the
fields on the current form or the AR System keywords that will define the
source server and form for the Service action.
For more information about using the SAMPLE DATA data source, see “Using
a dynamic data source or destination in workflow” on page 71.
4In the Request ID field, select the field that will contain the Request ID of the source
form entry to use in case the Service filter needs to retrieve data from the database.
This creates a Request ID mapping. When the transaction data is not sufficient to
complete the Service action’s output mapping, the Service filter uses the Request
ID mapping, if valid, to retrieve values from the database for the fields that are not
in the input field list or in the transaction.
If the Service filter is able to fulfill the output mapping by using the input mapping,
the Request ID mapping is not used. In other words, the Service action gives
preference to transaction values. If Request ID is NULL, the output value will also
be set to NULL.
The Request ID value for the action is resolved before firing the Service, based on
the Request ID mapping. If the Request ID mapping does not use the associated
form’s Request ID field, then the mapped field value is treated as the Request ID
for the target or service form.
The Request ID mapping is required when creating the Service action, but its value
can be NULL or invalid at runtime.

Chapter 4 Specifying workflow actions 129
Set Fields action
5In the Input Mapping table, map the input fields and values or value expressions
to provide input values to the service filter.
6In the Output Mapping table, map the fields and values to receive the output data
from the service filter.
7Save the Service active link action.
Set Fields action
Use the Set Fields action in:
Active links
Filters
Escalations
The Set Fields action sets field values in the current request. You can use the Set
Fields action to load specific values into selected fields each time certain conditions
are met. This enables you to automate field updates for a request.
For example, a filter could automatically set the Status field to Assigned when a
name is entered in the Assigned To field, or an active link could change the field
menus on the Type and Item fields depending on the user’s selection from the
Category menu.
NOTE
To move data from the current request to another request, use a Push Fields action.
See “Push Fields action” on page 119.
Set Fields data sources
The value set in a field can include static values and AR System keyword values,
as well as a value retrieved from another data source. You can retrieve a value from
any of the following general types of data sources:
A field in the same form.
A field in another form on the same server or a different server.
A result from an SQL command. See “Assigning values through SQL
statements” on page 244.
A result from a filter API plug-in service (filters and escalations only). See
“Assigning values by issuing requests to a Filter API Plug-In service” on
page 249.
The result of a function. See “Assigning values using function results” on
page 251.
A result from an independent system process. See “Assigning values from
process results” on page 253.

130 Workflow Objects Guide
BMC Remedy Action Request System 7.6.04
A result from an arithmetic operation. See “Assigning values by using
arithmetic operations” on page 255.
A result from accessing a Web service (filters and escalations only). See the
Integration Guide, “Creating web service clients,” page 66.
A result from a DDE request. See the Integration Guide, “Using active links with
DDE,” page 290.
The procedures in this section describe how to set field values by using AR System
keywords, static values, and data from the current request or from any form on an
AR System server. For information about using the other data sources to set field
values, see the referenced sections and guides.
NOTE
Because filters and escalations execute with administrator permissions, field
values set through a filter or escalation are updated even if the user does not have
permission to change the field. However, active links execute with the permissions
of the user, so field values set through an active link are updated in the database
only if the user has permission to change the field. For information about changing
the filter permissions, see “Restricting filter data retrieval by user permissions” on
page 301.
Defining a Set Fields action
To define a Set Fields action, you first identify the data source option for the field
value or values to be set. The procedures in this section describe how to create a Set
Fields action that uses the following data source options:
CURRENT SCREEN (active links) or CURRENT TRANSACTION (filters and
escalations)
SERVER (active links, filters, and escalations)
SAMPLE DATA (active links, filters, and escalations)
For information about using the data source options SQL, FILTER API, and WEB
SERVICES, see the sections referenced in “Set Fields data sources” on page 129.
Depending on the option selected, the Set Fields panel changes to allow you to
define the specific data to retrieve. For all data source options, the Set Fields panel
includes a table containing the columns Field and Value, where you define the
fields to be changed with the Set Fields action, and the value to enter in each field.
For example, Figure 4-15 shows a Set Fields action in the Sample: DialogYes active
link from the AR System sample application.

Chapter 4 Specifying workflow actions 131
Set Fields action
Figure 4-15: Set fields panel for active link using CURRENT SCREEN data source
Using the CURRENT SCREEN and CURRENT TRANSACTION
data sources
When you define the data source for a Set Fields action as CURRENT SCREEN
(active links) or CURRENT TRANSACTION (filters and escalations), the field is
set with a value that is not from the database. You can set the field value by getting
a value from another field in the current request (active links or filters), by defining
a static value, by using an AR System keyword, or by using the result of a function,
process, or arithmetic operation.
To use the CURRENT SCREEN or CURRENT TRANSACTION data source
1Right-click the If Actions or Else Actions panel header.
2Choose Add Action > Set Fields.
3From the Data Source list, select CURRENT SCREEN (active links) or CURRENT
TRANSACTION (filters and escalations.) This is the default setting.
4In the field mapping table, click the first blank row in the Field column, and then
click the ellipsis button to open the Field Selector dialog box.
5In the Field Selector dialog box, enter the field to which you want to assign a value
in the Field column.
6In the Value column for this field, build an expression to define the value to set, as
described in “Mapping fields to values” on page 68.
You can set the field value using another field in the current request, a keyword, a
static value, or other data sources, such as the result from a process, function, filter
API. For information about using external data sources, see the sections and guides
referenced in “Set Fields data sources” on page 129.
7When the expression is complete, click OK to close the Expression Editor dialog
box.
Data source selector
Field mapping table

132 Workflow Objects Guide
BMC Remedy Action Request System 7.6.04
NOTE
If you enter a server name and form different than the CURRENT SCREEN, but
you do not reference a field from another form, there is no need to retrieve a value
from the database, and the server name and form revert to CURRENT SCREEN
when the workflow object is reopened. Also, If you enter a form different than the
CURRENT TRANSACTION but you set the field by using a static value or a
keyword or if you do not set the field from another form, there is no need to
retrieve a value from the database, and the form reverts to CURRENT
TRANSACTION when the workflow object is reopened.
8To change additional fields using the same Set Fields action, continue selecting
fields in the Field column, and then define the appropriate expression in the Value
column.
NOTE
If you set multiple fields in one action, the order of the set fields might execute
differently on BMC Remedy User and web clients and might give you different
results. If you have dependent fields, you should always break up the set fields
into multiple Set Field actions so that field dependencies are executed correctly.
This guarantees that BMC Remedy User and web clients work the same.
Using the SERVER data source
When you define the data source for a Set Fields action as SERVER, you can set the
field value by getting a value from another request or form, as follows:
For active links, from another request in this form or from another form on this
server or another server.
For filters and escalations, from another request in this form or from another
form on this server.
You can also use static values, AR System keywords, and the results of a function,
process, or arithmetic operation with the SERVER data source.
To use data from a server that is determined dynamically at runtime, use the data
source SAMPLE DATA instead of SERVER. See “Using the SAMPLE DATA data
source” on page 135.
To use the SERVER data source
1Right-click the If Actions or Else Actions panel header.
2Choose Add Action > Set Fields.
3From the Data Source list, select SERVER.

Chapter 4 Specifying workflow actions 133
Set Fields action
4(Active links only) From the Server Name list, select the server that contains the data
to be retrieved.
To cause another server to appear in the Server Name list, you must be logged in
to that server. You can also enter the server name manually, but you must be able
to log in to the specified server with the current user name and password.
Otherwise, the Login dialog box does not appear for the other server.
5In the Form Name field, select the form from which the Set Fields action should
retrieve data:
If the source form is the primary form for the active link, filter, or escalation, no
change is required. The primary form appears in the Form Name field by
default.
To select a different form as the source form, click the ellipsis button and then
select the appropriate form from the Available Forms list.
To locate a form quickly in the list, use the Filtering Options or the Locate field
in the Form Selector dialog box. See the Introduction to Application
Development with BMC Remedy Developer Studio guide, “To filter the contents in
an object list,” page 38.
6Use the Qualification field to build an expression to find the request that contains
the values you want to retrieve. Click the ellipsis button to use the Expression
Editor.
You can also type the expression directly in the Qualification field. See Chapter 3,
“Building qualifications and expressions.”
In the Expression Editor, the primary form for the active link, filter, or escalation is
the “current form.” If you selected another form in the Form Name field (step 5),
you can use fields from that form in the expression as well.
WARNING
When you use the Qualification field to retrieve data for the Set Field action, the
action runs a query to retrieve a list of the requests to get data values from.
Therefore, optimize the Set Field If qualification for best system performance.
7From the If No Requests Match list, select a handling option to control how the
system responds when no matches are found in the selected form.
Display ‘No Match’ Error—Returns an error message and stops processing.
Set Fields to $NULL$—Sets field values obtained from a qualification
expression to NULL unless the values are static or are based on keywords.
For example, suppose a field value is based on this expression:
$fieldName$ + " on " + $SERVER$
If no matches are found, $fieldName$ is set to NULL, and only the static value
and the value based on the keyword appear in the field:
on serverName

134 Workflow Objects Guide
BMC Remedy Action Request System 7.6.04
8From the If Multiple Requests Match list, select a handling option to control how
the system responds when multiple matches are found in the selected form.
Display ‘Multiple Match’ Error—Returns an error message and stops
processing.
Use First Matching Request—Inserts the value of the first request that meets
the qualification.
Set Fields to $NULL$—Sets field values obtained from a qualification
expression to NULL unless the values are static or are based on keywords.
For example, suppose a field value is based on this expression:
$fieldName$ + " on " + $SERVER$
If multiple matches are found, $fieldName$ is set to NULL, and only the static
value and the value based on the keyword appear in the field:
on serverName
Display a List (active links only)—Displays a selection list so the user can select
the appropriate request. The selection list uses the form’s result list specification.
Use First Matching Request Based On Locale—Returns localized information
to determine the match.
The contents of the Locale field (special field ID 160) are used along with the
current user's locale to select the best match. If there are several matches with the
same locale, then the first match is returned.
If there is no localized server or no Locale field in the form, this option becomes
the same as Use First Matching Request option. For more information about
using the Locale field with localizing search menus, see the Form and Application
Objects Guide, “Localizing search menus,” page 586.
9Use the field mapping table to map the fields and values from the source form to
the current request as follows:
To use matching field IDs to automatically map the values of all matching fields
from the source form to the current form, select the Matching IDs check box. The
field mapping table is disabled, and you cannot select specific field mappings.
In this case, all matching field IDs (except for table columns, panel holders, and
core fields such as Modified Date and Request ID) from the source form are
automatically set in the current form.
TIP
When you use Matching IDs, the values are dynamic. This means that only the
setting is stored as part of the Set Fields action, and not the actual values.
Therefore, you can add data fields to these forms at a later stage and the action will
use them when executed.

Chapter 4 Specifying workflow actions 135
Set Fields action
To use the Auto Map dialog box, click Auto Map.
The Auto Map dialog box opens with all matching fields entered in the list. To
delete a field you do not want to update, select the field and click Remove. After
making selections in the Auto Map dialog box, click OK.
TIP
You can use Auto Map to map fields according to the field name or field ID. When
you use Auto Map with field names, the mappings are dynamic. However, when
you use Auto Map with field IDs, the mappings are stored with the form. In this
case, if you later add fields to the forms, they will not be part of the action and must
be added manually.
To map specific fields and to use an expression to define the value, follow the
steps described in “Mapping fields to values” on page 68.
In the Field column, select the fields to which you want to assign a value. In the
Value column, use the expression editor to define the value to set from the
source form.
To set the field value using other data sources, such as the result from a process,
function, filter API, and so on, see the sections and guides referenced in “Set
Fields data sources” on page 129.
10 Save to save the active link, filter, or escalation.
Using the SAMPLE DATA data source
To create a Set Fields action that uses runtime information to identify the source
server and form, use the SAMPLE DATA data source. For general information
about using SAMPLE DATA, see “Using a dynamic data source or destination in
workflow” on page 71.
To use a dynamic data source in a Set Fields action, your application must include
the following objects and functionality:
If the server and form name for the source data are taken from fields on the
primary form, the workflow or user interaction must be designed to populate
these fields before executing the Set Fields action.
The sample form must contain fields with the same field IDs as the potential Set
Fields source form on the runtime servers. You use the “sample” fields on this
form to complete the field mapping section of the Set Fields action. The
“sample” form must contain field IDs that exist on any dynamic source forms
that are used at runtime.
All potential Set Fields source forms must contain fields with the correct field
IDs.
If the server and form name for the source data are not taken from keywords,
the primary form must contain fields to hold the runtime values of server name
(for active links) and form name (for all workflow types). These fields can be
populated by workflow or the values can be entered by a user (if active link).

136 Workflow Objects Guide
BMC Remedy Action Request System 7.6.04
Special considerations for Set Fields actions
For active links, Set Fields actions that execute on After Submit or After Modify
update the specified fields on the screen. However, they do not write the values to
the database, nor do they update the change flag (Save button).
You can use the Set Fields action to load values into hidden fields, into fields not
in the active view, or into fields in no views at all. However, you cannot use the
Sets Fields action for panel holders.
When you use a set fields action with attachments, the order of the attachments
might change.
Values loaded into diary fields with the Set Fields action are handled as follows:
Filters and escalations add the new text to the old text.
Active links replace the new text.
This difference of functionality is an important consideration whether you might
use an active link in one situation, but a filter in another.
Wait action
Use the Wait action in:
Active links
The Wait action suspends a guide in BMC Remedy User so that the user can
interact with a field. After making a response, the user can continue the guide by
pressing Tab or by clicking a button. The user can also terminate the guide during
a Wait action.
For example, to create a training guide, you can use a series of workflow actions to
walk a user through a form, and use the Wait action to pause the guide while the
user completes each field. For a detailed example see “Creating interactive guides”
on page 155.
NOTE
The Wait has no effect in the web client or outside of a guide. Also, the Wait action
does not work for the Search execution condition.
To define a Wait active link action
1Right-click the If Action or the Else Action panel header.
2Choose Add Action > Wait.
3In the Label for Continue Button field, enter the text you want to appear on the
Continue button in the Prompt Bar in BMC Remedy User, for example, “Continue”
(the default), “Next Step,” or “Finish.”
4Save the active link or filter.

Chapter 5 Defining guides and guide actions 137
Chapter
5Defining guides and guide
actions
This section describes how to use BMC Remedy Developer Studio to create and
modify active link guides and filter guides.
The following topics are provided:
Process for creating guides (page 138)
Creating guides (page 140)
Shared guides (page 146)
Active link guides (page 148)
Filter guides (page 158)

138 Workflow Objects Guide
BMC Remedy Action Request System 7.6.04
Process for creating guides
A guide is a workflow program consisting of a series of active links or filters that
can be used for a variety of tasks. When creating guides, it is helpful to plan them
out first. Use the following steps before you begin creating active link guide
objects.
Step 1 Plan the guide.
What will the guide be used for? To lead users through a form? To invoke a
dialog box? To create a computational subroutine? To specify an entry point
guide in the Application List field used on a home page form?
What class of user will it guide? Advanced users? Or will you have to guide
novice users step-by-step through a form?
What will the guide form look like? Will you have to create a simple form for
novice users?
Will the guide be shared among multiple forms?
Will your guide function as an access point for applications?
Step 2 Design the guide.
How many steps or dialog boxes will the guide require?
What will be the order of workflow in the guide and are there points where the
guide should take different actions, depending on conditions?
If you are using dialog boxes, plan the layout of forms, fields, and buttons.
Will you require data validation?
What will your prompts say if it is a navigational or training guide?
Step 3 Create the active links or filters that you want to use within the guide.
Use only one active link or filter for each step.
Identify what guide actions you will need to use to control the order of
workflow. Actions specific to guides are Call Guide, Exit Guide, Goto Guide
Label, and Wait. For information about these actions, see “Specifying workflow
actions” on page 63.
Identify where you will need to enter Guide labels and keep track of any Goto
Guide Label targets used.
NOTE
If you reuse or copy active links or filters for your guide that were designed for
other applications, make sure they do not have any Execute On conditions and that
the actions, associated forms, and other specifications are appropriate for use in the
guide.

Chapter 5 Defining guides and guide actions 139
Process for creating guides
Step 4 Create the guide.
aSet the appropriate specifications for the guide as described in “Creating
guides” on page 140.
bAdd the appropriate active links or filters to the guide as described in “Adding
workflow to the guide” on page 142.
cIf you are using the Go to Guide Label active link action, add the labels needed
for Go To targets.
dSpecify the appropriate guide permissions.
eSpecify the appropriate guide change history.
fCreate or modify the help text for a guide.
For more information about permissions, building and using change history, and
creating help text, see the Introduction to Application Development with BMC Remedy
Developer Studio guide, “Working with existing objects,” page 48.
Step 5 Debug your guide before sending it to your users.
Use active link logging to generate a list of active links that are executed and the
order in which they are executed.
You can create a log file of active link activity that includes all of the active links
in a guide. This option logs information about active link activity for each
operation, including which active links executed and whether active link
execution was successful. Active link logging is enabled in BMC Remedy User.
For information about enabled active link logging, see BMC Remedy User help.
Use filter logging to generate a list of filters that are executed and the order in
which they are executed.
Provide visual cues as the guide executes, so users knows what actions to
expect.
Make sure the entry point guide appears on the Application List field on your
home page form and that the link starts the guide.
Create Message active link actions as temporary placeholders to understand
how your guide works.
Step 6 (BMC Remedy User only) To send the completed guide to users through email,
choose File > Send > Form > Mail Recipient.
Your MAPI-compliant email tool is launched with the guide as an attachment so
that you can send the guide to the appropriate users. When users receive the guide
attachment, they can drag the icon to their desktops and use it as a shortcut to start
the guide in BMC Remedy User.
When modifying a guide, you do not need to send the modified guide to your
users. The shortcut that you sent to your users is a pointer to the guide definition
that resides on the AR System server.

140 Workflow Objects Guide
BMC Remedy Action Request System 7.6.04
After you have deleted a guide, tell your users to delete the guide shortcuts from
their desktops. If users try to start a guide after it has been deleted from the server,
they receive an error message.
Creating guides
The procedures in this section describe how to create an active link or filter guide.
For both types of guides, you define the basic guide settings, and then add the
existing active links, filters, and guide labels that will make up the workflow of the
guide.
Figure 5-1 shows an example active link guide in the editor area.
Figure 5-1: Creating an active link guide
Setting up a guide
This procedure describes how to create and name the guide, associate it to a form,
enter descriptive information about the guide, and how to make an active link
guide act as an entry point.

Chapter 5 Defining guides and guide actions 141
Creating guides
To define basic settings for active link guide or filter guide
1From the All Objects list, open an existing active link guide or filter guide, or create
a new one.
2In the Associated Forms panel, click Add.
3In the Form Selector dialog box, select the appropriate form, and then click OK.
To locate a form quickly in the list, use the Filtering Options or the Locate field in
the Form Selector dialog box. See the Introduction to Application Development with
BMC Remedy Developer Studio guide, “To filter the contents in an object list,”
page 38.
The form or forms that you associate with the guide determine which active links
or filters you can include in the guide.
You can associate a guide with more than one form. If so, the guide is considered
shared, and special considerations apply. See “Shared workflow” on page 32.
4If you associated the guide with more than one form, select the correct primary
form from the Primary Form list.
The primary form is the reference form for the guide.
5(Optional) In the Display panel, enter the Application List Label for the guide.
Make the Application List Label descriptive and indicative of the guide’s function.
Application List Labels can be as many as 255 bytes.
For an active link guide that acts as an entry point, the Application List Label
appears in the Application List on the home page form, and as the name of the
entry point in the server object list in BMC Remedy User and the web client.
If you do not supply an Application List Label, the guide name is used as the
guide label.
For filter guides and active link guides that are not entry points, the Application
List Label appears only in BMC Remedy Developer Studio, for example, in the
Guide Selector dialog box when you create a Call Guide action.
6(Optional) In the Description field, enter a description of the active link guide
suitable for users. You can enter a maximum of 2000 bytes.
For an active link guide that acts as an entry point, this description appears in
the message area of the Object List dialog box in BMC Remedy User. (It does not
appear when the object list is viewed in the web client.)
For filter guides and active link guides that are not entry points, the contents of
the Description field appear only in BMC Remedy Developer Studio, as with the
Application List Label field.

142 Workflow Objects Guide
BMC Remedy Action Request System 7.6.04
7(Optional, active links only) For active link guides that will be an entry point, open
the Entry Point panel and enter values to define the entry point:
In the Application List Display Order field, enter a numerical value. This value
determines the location of the guide in the Application List on the home page
form.
In the Start Active Link field, select the starting active link for the guide. This
active link can use different actions, but it should at least use the Open Window
action.
Entering values in these two fields in the Entry Point panel has the effect of
making an active link guide an entry point. Entering a value in one of these
fields makes the other field required.
For more information about using entry points in an application and about the
home page, see the Form and Application Objects Guide, “Defining entry points and
home pages,” page 433.
8Save the active link guide or filter guide, supplying a name for the guide.
The guide name appears in the following locations:
In the server Object List in BMC Remedy Developer Studio.
For active links that are entry points with no Application List Label defined, the
guide name appears in the Application List on the home page and in the object
list.
Guide names must be unique on each AR System server. There is no enforced
convention for specifying guide names, but it is helpful to make the name
descriptive and indicative of the guide’s function. Guide names can be up to 80
characters, including spaces. Names can include double-byte characters, but avoid
using numbers at the beginning of the name.
Adding workflow to the guide
The procedure in this section describes how to add existing active links or filters to
a guide. At runtime, the guide executes the selected active links or filters in the
order in which they appear in the list. You can add the same active link or filter to
a guide more than once.
This procedure also describes how to add guide labels to the guide. Guide labels
act as a marker in the list of active links or filters, and work with the “Go to Guide
Label” action to control the flow of workflow. See “The Go to Guide Label active
link or filter action” on page 123.
After adding items to a guide, you can take the following actions:
Change the order of active links, filters, and labels in the guide.
Open an active link or filter directly from the guide to edit it.
Delete items from the list.

Chapter 5 Defining guides and guide actions 143
Creating guides
To add active links, filters, and labels to a guide
1Open the guide with which you want to work.
2To add active links to an active link guide:
aRight-click Active Links and Labels, and then select Add Active Link(s).
bIn the Active Link Selector dialog box, select the active links to add from the
Available Active Links list, and then click OK.
The available active links are those associated with the form or forms listed in
the guide’s Associated Forms panel.
3To add filters or labels to a filter guide:
aRight-click Filters and Labels, and then select Add Filter(s).
bIn the Filter Selector dialog box, select the filters to add from the Available Filters
list, and then click OK.
The available filters are those associated with the form or forms listed in the
guide’s Associated Forms panel.
4To add a guide label to either type of guide:
aRight click Active Links and Labels (for active link guides) or Filters and Labels
(for filter guides).
bSelect New Label, and then type the name of the label in the field provided.
You use this label name when you define a Go to Guide Label active link or filter
action. See “Go to Guide Label action” on page 86.
5To change the order of items in the guide, right click any item in the list and then
select Move Up or Move Down, as shown in Figure 5-2.

144 Workflow Objects Guide
BMC Remedy Action Request System 7.6.04
Figure 5-2: Changing the order of workflow objects in a guide
6To add an active link, filter, or label before an item already in the list:
aRight click the item after which you want to add the new active link, filter, or
label.
bTo add an active link or filter, select Add Active Link(s) or Add Filters(s)
cTo add a new label, select New Label.
When you add the new item, it appears in the list before the existing item.
7To open an active link or filter directly from the guide list, right-click the item in
the list and then select Edit Active Link or Edit Filter.
The active link or filter opens in an editor window. This allows you to make quick
changes to existing active links or filters while adding them to a guide.
8To delete an item from the list, right-click the name of the active link, filter, or label
to be removed, and then select Remove Reference.
9Save the active link guide or filter guide.

Chapter 5 Defining guides and guide actions 145
Creating guides
Setting active link guide or filter guide properties
This section describes how to set properties for an active link guide or filter guide,
including assigning permissions (active link guides), creating help text, and
editing change history.
For active link guides, you must assign Visible permission to the access control
groups, roles, or users that are allowed to view and execute the active link guide.
The same groups, roles, or users must also have permission to execute the active
links contained in the active link guide. (Filter guides run filters, which execute on
the server with administrator-level permissions, so you do not assign permissions
to filter guides.)
As with other object types, use the Help Text property to provide information
about the guide to users, application developers, and administrators.
AR System automatically tracks the change history of all objects in the Change
History property. However, while you are developing guides or making changes
to them, you can supply additional change history information.
For more information, see:
Introduction to Application Development with BMC Remedy Developer Studio guide,
“Updating change history,” page 53
The Introduction to Application Development with BMC Remedy Developer Studio
guide, “Providing help text,” page 54
The Form and Application Objects Guide, “Assigning permissions,” page 58
To set permissions for an active link guide
1In the Properties tab, expand Permissions, and then click in the Value column.
2Click the ellipsis button.
3In the Permissions dialog box, move groups with permission to use the guide to
the Permissions list. Move groups without permission to the guide to the No
Permissions list.
TIP
Make sure the same groups or users have permissions to the active links in the
guide. If a user is running the guide but does not have permission to an included
active link, the guide skips that active link.
To add help text to a guide
1In the Properties tab, expand Help Text, and then click in the Value column.
2Click the ellipsis button, and then type the help text in the Help Text dialog box.

146 Workflow Objects Guide
BMC Remedy Action Request System 7.6.04
To add information to the Change History property
1In the Properties tab, expand Change History if necessary.
2Click in the Value column for the New Description property, and then click the
ellipsis.
3Type the change description in the New Description dialog box.
AR System automatically records the owner of a guide, the administrator who last
modified the guide, and the date of the modification.
Shared guides
Guides can be shared by multiple forms. You define a shared guide like you define
a guide for an individual form, except that you attach the guide to multiple forms.
If you do not want the guide to be shared, select only one form. Also, share any
active links in the shared guide that you want to execute on multiple forms. If a
guide contains active links that do not belong to or are not shared with the current
form, those active links are skipped when the guide is executed.
NOTE
Changes you make to shared active links affect all guides and forms that use them.
For more information about creating shared workflow, see “Shared workflow” on
page 32.
The sequence of active links in the guide takes precedence over any execution
condition previously defined for the active links. You can redirect the active links
by using the Go to Guide Label action. If you are creating active links that are used
only in a guide, do not include an Execute On condition in them. Both the
condition and its execution order are ignored when the guide’s active links are
executed.
Guides use the following procedures when determining which form to run on:
Step 1 Search for the current form.
Step 2 If the current form belongs to the guide, run the guide against that form.
Step 3 If the current form does not belong to the guide, open a new window with a
reference form and run the guide.
Because a guide can be shared by one or more forms, it also can contain multiple
active links from those forms. All active links associated with the selected forms
appear in the list when you add an active link to the guide. (See “Exit Guide action”
on page 86 for more information.) As a result, you can access those active links only
from the forms listed in the Form Name field. Active links that are not associated
with a form that is associated with the guide do not execute.

Chapter 5 Defining guides and guide actions 147
Shared guides
If you select multiple forms, the guide is attached to all of them. The first form you
select becomes the primary form. You can change the primary form by using the
drop-down list.
Shared guide examples
The following examples illustrate shared guide behavior. Assume you have
created guide X and shared it with forms A, B, and C.
To create a shared guide—example 1
1Create a Call Guide active link action for forms A, B, and C.
2Open form A and execute the Call Guide action.
Guide X is executed on form A.
To create a shared guide—example 2
1Create a Call Guide active link action for forms A, B, and C.
2Open form C and execute the Call Guide action.
Guide X is executed on form C.
To create a shared guide—example 3
1Designate Form B as the reference form.
2Create a Call Guide active link action for forms A, B, C, and D.
3Open form D and execute the Call Guide action.
A new window opens with the reference form B.
Guide X is executed on form B in a new window.
To create a shared guide—example 4
1Form A is designated as the reference form.
2Open guide X from the Open dialog box.
Guide X is executed on form A, the reference form.

148 Workflow Objects Guide
BMC Remedy Action Request System 7.6.04
Active link guides
Here are some possible uses of active link guides:
An Active Link guide can be executed through the Open dialog box in BMC
Remedy User (File > Open > Classic), through workflow, or through an email
attachment that users can then drag to their Desktop as a shortcut.
The following actions control the execution of guides:
Call Guide active link action—Executes or invokes a guide. For example, you
can create a button on a form that uses the Call Guide active link to invoke a
guide.
You can use the Call Guide active link action to execute a guide from any client-
side workflow, even from inside another guide. If a guide calls another guide on
the same form, the result is a stack of guides. Control is not returned to the
calling guide until the called guide exits or the nested guide executes a wait
action. For more information about the Call Guide action, see “Call Guide
action” on page 76.
Go to Guide Label active link action—Breaks a guide’s normal sequence.
When the Go to Guide Label active link is executed inside a guide, the action
that follows the label is executed next.
You can use this action to create data validation in a guide to make sure that
users entered the correct information in a form. For example, if a user enters a
number that is not recognized in the underlying form, the guide opens a
warning dialog box for the user. When the user clicks OK in the dialog box, the
guide continues for the user to enter the correct integer. When the user finishes
working through all the steps in the guide, the guide closes.
Table 5-1: Uses for active link guides
Type of guide Possible uses
Interactive
guides Walk users through filling out a form or direct users through each step
of a procedure, much like a wizard. (These are also known as
“navigational guides.”) Interactive guides that use the Wait action can
be implemented in BMC Remedy User, but not in the web client.
Computational
guides Used for manipulating data as a background process without any user
interaction. (These are also known as “procedural guides.”) A good
example of a procedural guide is one that uses workflow to step
through the rows that appear in a table field. For more information, see
“Using active link guides in client-side table fields” on page 151.
Entry point
guides Allows users access to sophisticated tasks through the Application List
field on your home page form. For example, an entry point guide
allows users to access reports or Modify or Display windows. For more
information, see the Form and Application Objects Guide, “Defining entry
points and home pages,” page 433.

Chapter 5 Defining guides and guide actions 149
Active link guides
You can also create a guide that invokes other guides if the user has entered
wrong information. When the user has completed all the necessary information,
the second guide closes and enters the correct information back into the first
guide.
The following figure shows an example of an interactive guide using the Go to
Guide Label.
Figure 5-3: Guide using Go to Guide Label active link action
For more information about the Go to Guide Label action, see “Go to Guide
Label action” on page 86.
Exit Guide active link action—Exits a guide. The Exit Guide action is helpful if
users enter incorrect information into a guide or if conditions for the guide to
run are not met. Under these conditions, you might decide to exit the guide or
all guides.
Typically, you do not need to use the Exit Guide action to quit the guide. A guide
that has completed its actions successfully exits without using the Exit Guide
action.
For more information about the Exit Guide action, see “Exit Guide action” on
page 86.
How active links interact with guides
Most of the active link Execute On conditions do not interact with a running guide.
If the Execute On condition occurs while a guide is running, active links are
executed normally, independent of the guide. For example, if a guide executes a
Run Macro action that sends a request, the Execute On Submit condition is
processed before the next guide action. However, active links that are available to
the form and independent of the guide can interact with active links contained in
a guide. See the following table for a summary of how active links interact in
guides.

150 Workflow Objects Guide
BMC Remedy Action Request System 7.6.04
You can use the $GUIDE$ keyword in qualifications to determine whether an active
link is executing as part of normal workflow or in the context of a guide. When
$GUIDE$ = $NULL$, the guide is not running. Otherwise, the name of the current
guide is the value of the $GUIDE$ keyword.
NOTE
If an action generates an error during the processing of an active link, no further
actions occur.
For more information about qualifications, keywords, and active links, see
Appendix A, “Operators, wildcards, keywords, and NULL values.”
Table 5-2: How active links interact with guides
Execute On
Condition
Interaction
Submit
After Submit
Search
Modify
After Modify
Display
These conditions can be triggered only when a guide is executing a
Wait action or as the result of a Run Macro action that the guide
executes. The conditions are executed in sequence.
Window Open Active links with this condition are executed during guide execution.
Thus, if a guide action causes a window to open, any active links tied
to the Window Open condition are executed before the next guide
action is executed.
If a guide is executed by an active link tied to a Window Open
condition, then the guide is initialized but not started, because the user
interface is not yet visible. Next, any other active links with the
Window Open condition are executed, which is followed by any Set
Default processing (described in the next row). When the user interface
is set up, the guide executes.
Set Default This is the most subtle of all conditions. There are several cases to
consider:
Case 1: Active links tied to a Set Default condition are executed when a
guide is waiting and the user chooses the Set to Defaults menu item.
Case 2: A guide is executed by an active link tied to a Window Open
condition. In this case, the guide is initialized but not started, because
the user interface is not yet visible. After the guide has initialized, the
active links tied to the Set Default condition execute. After the field list
and display symbols are set up, the guide is executed.
Case 3: A guide is executed from the Open dialog box in BMC Remedy
User. In this case, the guide is initialized first, and then the guide opens
the form. The Window Open condition occurs and is followed by the
Set Default condition. Lastly, the guide executes.
Case 4: When the “on new” or “on search” behaviors are set to “set
fields to default values,” any active links tied to the Set Default
condition are executed when a guide is waiting or as the result of a Run
Macro action executed by the guide (after a send or a search).

Chapter 5 Defining guides and guide actions 151
Active link guides
Using active link guides in client-side table fields
Active link guides are useful for creating workflow that walks you through the
rows in a client-side table field. (For server-side table fields, see “Using a filter guide
to loop through a table field” on page 160.) The workflow goes through every row
in the table and then perform selected workflow actions on particular rows or sets
of rows. For example, you can create workflow to find a specific row in a table
field, then perform actions based on specific criteria. (For more information about
optimization, see “Enhancing the performance of table loops” on page 154.)
Un-Display
Window Close If you close the form on which a guide is running, the guide is
terminated. Active links tied to the Window Close condition are
executed before the guide terminates. Usually this occurs while a guide
is waiting, but it can happen when a guide executes a Run Macro
action.
Button/Menu
Item Active links that have this condition execute when a guide waits. BMC
Remedy User treats form buttons as fields. If you click a button while a
guide is in a wait, the guide displays the “user is off the guide” dialog
and executes the active links tied to the button.
Row Double
Click or Return
Menu/Row
Choice
These conditions can be triggered only when a guide is executing a wait
action. If the field focus is changed by an action associated with the On
Return trigger, then the Wait condition on the guide ends.
Gain Focus When a guide executes a Change Field Set Focus action, any active links
associated with the field’s Gain Focus condition execute before the next
guide action is executed. When a guide is in a wait condition, the user
cannot change field focus unless the running guide is terminated.
Lose Focus When a guide executes Change Field Set Focus action, any active links
associated with the current field’s Lose Focus condition execute
immediately. The newly focused field’s Gain Focus condition is then
processed. After all Lose Focus and Gain Focus active link processing
is completed, the next guide action is executed. When a guide is in a
wait condition, the user cannot change field focus unless the running
guide is first terminated.
Copy To New No interaction.
Interval If an Interval condition executes during an active link guide, the guide
waits until all the workflow related to the interval condition is complete
before the remainder of the guide finished.
Event Active links with this condition are executed during execution of an
event. Thus, if a guide action sends an event, any active links tied to the
Event condition are executed on the target window before the next
guide action is executed.
Table 5-2: How active links interact with guides
Execute On
Condition
Interaction

152 Workflow Objects Guide
BMC Remedy Action Request System 7.6.04
You can also build workflow to:
Skip rows, based on mathematical calculations on field values.
Find a row that has changed values and perform an action on it, using the
$ROWCHANGED$ keyword.
Find a row that has been selected and perform an action on it, using the
$ROWSELECTED$ keyword.
For more information about keywords, see Appendix A, “Operators, wildcards,
keywords, and NULL values.”
The following example procedure creates simple loop that searches through all the
rows of a table field until it finds a ticket with a specific user’s name on it. The
workflow then sets a field with values from a column in the table field.
NOTE
This procedure assumes you already know how to create forms, fields, workflow,
and guides.
To create an active link guide that loops through a table field
1Create a form (for example, Loop Test):
Add a button field (Button).
Add a table field that includes at least the following fields as columns. Use the
Tree/Table property in the Properties tab to add:
Submitter (Column)
Request ID (Column2)
Save the form.
2Create an active link (Loop Test SF Active Link):
Associate it to the Loop Test form.
Enter a Run If Qualification: ‘Column’ = $USER$
This condition executes the active link only if the value of the Submitter field is
set to the person who is logged in to BMC Remedy User.
Add a Set Fields action and in the field mapping table, set:
Name: Short Description
Value: $Column2$
This action puts the Column2 value, which is the value of the Request ID field,
into the Short Description field.
Save the active link.

Chapter 5 Defining guides and guide actions 153
Active link guides
3Create an active link guide (Loop Test Guide):
Associate it to the form.
Add the Loop Test SF Active Link to the guide.
Save the guide.
4Create an active link (Loop Test Active Link Button):
Associate it to the form.
Set the Execution Options to Button/Menu Field and select the Button field.
Add a Call Guide action:
In the Guide Name field, select Loop Test Guide
In the Guide Field field, select the table field added to the form in Step 1.
Set Table Loop to “All rows.”
This action activates the guide and causes it to loop through the rows in the table
field.
Save the active link.
5Log in to BMC Remedy User as user Demo and open the Loop Test form in New
mode.
6As a test, create several tickets, but only one with Demo as the value of the
Submitter field.
7Open the Loop Test form in Search mode.
8Click the table field to refresh it. The tickets you just created appear as rows.
9Click the button field on the form.
The active link guide is triggered and loops through all the rows in the table field
until it finds a row with Demo as the value of the Submitter field. The workflow
then fills in the Short Description field with the value of the Request ID field.
Example from the AR System sample application
In the AR System sample application, the button “Save Enrollee Edits” triggers the
following actions:
Clicking the button calls the Sample:ReassignEditedRows active link.
Sample:ReassignEditedRows contains a Call Guide action, which calls the
Sample:LoopReassignEnrollment active link guide.
Sample:LoopReassignEnrollment is a table loop guide, which calls the active
link Sample:LoopPushEnrollee.
Sample:LoopPushEnrollee uses a qualification and a Push Fields action to
locate the correct row or rows in the table and update them.
When the guide Sample:LoopReassignEnrollment has completed looping
through the table, it returns control to the Sample:ReassignEditedRows active
link (the active link that called the guide).

154 Workflow Objects Guide
BMC Remedy Action Request System 7.6.04
Sample:ReassignEditedRows executes its next action, which is a Change Field
action that refreshes the table.
Sample:ReassignEditedRows exits, and the form is now updated.
Enhancing the performance of table loops
With a large number of records, you might see slow performance in the table loop,
especially as more records are selected. The following list suggests some tips for
improving performance:
Use data chunking in the table field. For example, in the Advanced Display tab
of the Field Properties window, set the size of the chunk to 50. This means that
the AR System processes only 50 records at a time.
If you are not using data chunking, you can specify a maximum number of rows
to be displayed in the table field, for example, 50. To set this property, enter a
number of maximum rows in the Table Property tab of the Field Properties
window.
For more information, see the Form and Application Objects Guide, “Working with
tables,” page 233.
In BMC Remedy User, set the Limit Number of Items Returned to some
specified number, for example, 500 (by choosing Tools > Options > Behaviors).
Make sure you define a Run If condition in your active link. Otherwise, the
design of the table loop actually goes through every single record in the table
and checks against the active links that are associated with that table.
Limit the active links in the table loop to run only against rows that are selected.
To do so, append `$ (backquote character followed by a dollar sign) to the end
of the names of the active links contained within the table loop guide. (You do
not need to change the name of the active link that calls the guide, the names of
the table loop actions, or the name of the active link guide referenced by the call
guide.)
Using interactive active link guides in BMC Remedy User
One use of a guide is to help a user navigate through a series of interactive steps.
To the user, a guide looks like any other application that you open in BMC Remedy
User. When using BMC Remedy User with the Prompt Bar, a guide includes the
Stop Guide and Continue buttons.
When the guide prompts a user for information, the user enters the information,
and then clicks Continue (or presses the Tab key). Users can quit the guide at any
time by clicking Stop Guide.

Chapter 5 Defining guides and guide actions 155
Active link guides
A guide that walks users through a form depends especially on the Wait active link
action and the prompt bar in BMC Remedy User. To create the typical steps in a
navigation-style guide, use the following active links in this sequence:
Change Field (Set Focus)—Sets focus to a field and highlights the field.
Message (Prompt)—Provides the user with instructions and information in the
prompt bar.
Wait—Temporarily suspends the guide while waiting for user input.
These first three active links should be set for every field in the form.
Commit Changes—After the user enters all the information on the form, saves
the information and then creates a request.
Guides can also be used to set up an application environment. For example, you
can create a guide that presets a form with tabs, specific colors, default field values,
and so on.
Finally, you can create a guide that uses dialog boxes, much like a wizard. This is
especially important in a web environment, because the Wait active link action
does not work in the web client. Instead, you must create dialog boxes for user
interaction within the guide. For more information, see the Form and Application
Objects Guide, “Using a display-only form as a dialog box,” page 158.
Creating interactive guides
The following section describes how you can create an interactive (or navigational)
guide. This example walks you through filling out three fields in a form. When you
click the Help button, the interactive guide is activated. A halo appears around the
first field you must enter information into, and instructions appear in the prompt
bar. After following the instructions, you click the Continue button for more
instructions.
This example uses the Wait and Call Guide actions, but you can easily include
more advanced actions (for example, the Go to Guide Label action). This
procedure assumes you already know how to create forms, fields, and active link
workflow.
NOTE
Interactive guides are not supported in the web client.

156 Workflow Objects Guide
BMC Remedy Action Request System 7.6.04
To create an interactive guide
1Create a sample form (for example, the Interactive Guide Form).
Figure 5-4: Example form for interactive active link guide
Users can complete the fields on this form by clicking Guide Me, which activates
the interactive guide.
2Create and save four active links, one for each of the fields on the form, for example
ALG: Last Name, ALG: First Name, and so on.
For each active link:
Associate the active link to the Interactive Guide Form.
Do not select any Execution Options and leave the Run If Qualification blank.
Add a Change Field action:
Select the appropriate field for the active link. For example, in
ALG: LastName, select the Last Name field.
Select Set Focus to Field.
Figure 5-5: Example Change Field action

Chapter 5 Defining guides and guide actions 157
Active link guides
Add a Message action:
Enter an appropriate instruction for the field. For example, “Type the
requester’s last name in the Last Name field, and then click Continue.”
Select Show Message in Prompt Bar.
Add a Wait action:
For all active links except the one that will be last in the guide, leave
“Continue” as the label for the Continue button.
For the last active link, enter “Finish” as the label for the Continue button.
Assign the Public group permissions for the active link.
Save the active link.
TIP
After creating the first active link, use Save As to create the others, then edit the
actions and active link name appropriately.
Figure 5-6: Example active link for the interactive guide
3Create an active link guide (for example, Incident Guide):
Associate it to the Interactive Guide Form.
TIP
You can create an entry point guide by clicking the Entry Point check and choosing
an active link that opens a window. For more information, see the Form and
Application Objects Guide, “Creating form entry points,” page 439.

158 Workflow Objects Guide
BMC Remedy Action Request System 7.6.04
In the Active Links tab of the active link guide, add the four active links you just
created, in the following order:
ALG:Last Name
ALG: First Name
ALG:Email Address
ALG:Department
Grant the Public group Hidden access permissions to the active link guide.
Save the active link guide.
4Create another active link that calls the active link guide (for example, Call
Incidents Guide):
Associate it to the Interactive Guide Form.
Select the Button/Menu Field Execution Condition, and specify the Guide Me
button.
Add a Call Guide action, and specify the Incident Guide.
Grant public permissions to the active link.
Save the active link.
5Test the active link guide:
aIn BMC Remedy User, open the Interactive Guide Form form in New mode.
bClick the Guide Me button.
The focus should move to the first field and the message should appear prompting
you to complete the field.
Filter guides
Filter guides are used to create reusable components of filter workflow by adding
computational subroutines within filter processing. This provides for more
sophisticated workflow solutions and allows easier reuse of functionality between
forms.
A filter guide is a list of filters that perform a task on a particular form. You create
the filters before you insert them into a guide. Filters that execute in the context of
guides are not triggered by the same Execute On conditions that trigger a filter
during normal workflow. Filters are evaluated in their order within the guide,
subject to redirection by the way of the Go to Guide Label action. If a filter used in
a guide does have an execution condition, its execution condition is ignored.

Chapter 5 Defining guides and guide actions 159
Filter guides
You use three filter actions to implement filter guides:
Call Guide—Starts the filter guide. Like active link guides, the Call Guide action
can be nested, calling yet another filter guide. The number of nested Call Guides
cannot be deeper than the maximum depth of the filter action stack. For more
information about the Call Guide action, see “Call Guide action” on page 76.
Exit Guide—Terminates the filter guide. This action is ignored if it is not
running inside a filter guide. For more information about the Exit Guide, see
“Exit Guide action” on page 86.
Go to Guide Label—Redirects the flow of execution within a guide to a specific
filter. This action is ignored if it is not running inside a guide. If the guide label
is not found, this action is ignored as well. For more information about the Go
to Guide Label action, see “Go to Guide Label action” on page 86.
Filter guides allow a developer to group a set of filters into a single unit of work
(that is, a subroutine) and call only the filters referenced in sequence inside the
guide without caring about the execution order of other filters. They also let
developers call the filter guide under many different circumstances tied to
multiple different forms. In essence, developers can create a piece of functionality
that can be called as a unit of work, and not care about the execution order across
all filters. In that way, developers can focus on what the filter guide as a unit of
work accomplishes. For example, take the following filters with their execution
orders:
By design, each filter executes in its own execution order, based on which events
trigger the filter action.
By contrast, a filter guide could call these filters, in the following defined sequence:
This same filter guide can be triggered in different circumstances, at different
times, from different forms.
Filter Name Execution order
A100
B102
C104
D102
E110
F99
Filter Name
A
C
E

160 Workflow Objects Guide
BMC Remedy Action Request System 7.6.04
NOTE
Filter guides do not affect the “phases” of filter processing. A Set Fields action still
executes in Phase 1, a Push Fields action in Phase 2, and so on. For more
information about filter phases in AR System, see “Filter processing in the
AR System server” on page 177.
You use essentially the same procedures to create filter guides as you do for active
link guides. For more information, see “Creating guides” on page 140.
Using a filter guide to loop through a table field
Filter guides are useful for creating filter workflow that steps through the rows in
a server-side table field. A server-side table field is a field in a supporting form that
allows you to manipulate data on the server and then return the result to the client,
rather working with the data directly in the client. This approach improves
performance by reducing the amount of network traffic between the client and the
server.
The filter guide workflow goes through every row in the table and then performs
selected filter actions on particular rows or sets of qualifying rows. These
qualifications can be built with reference to table column values.
Because filters run on the server, you cannot use server-side table fields to
highlight rows for display. You cannot select rows on server-side table fields, like
you can on the client side. The user whose search initiates the server-side table loop
must have at least hidden permissions to the table field.
TIP
For best performance, combine all operations on a server-side table field into a
single filter guide. This avoids retrieving the data from the server more than once.
This table looping functionality works only inside the filter guide. Filters function
on only one AR System server. If a server-side table field points to a form on a
remote server, the filter guide does not work.
You can also perform calculations on the columns of the server-side table field,
using the COLAVG, COLCOUNT, COLMAX, COLMIN, and COLSUM functions inside a filter
guide. Use these functions just as you do with active link guides.
For more information about table fields and functions, see the Form and
Application Objects Guide.
Server-side table field example
The following procedure constructs a simple loop that searches through all the
rows of a server-side table field on a helper form (Form1) until it finds all the tickets
with a specific user’s name on them. The workflow then uses values from a column
in the table field to set fields on a second form (Form2). The first Set Fields action
concatenates all the returned values of the table field column into a character field;
the second action uses the COLCOUNT function to display the number of columns
returned.

Chapter 5 Defining guides and guide actions 161
Filter guides
Figure 5-7: Example of server-side table workflow
You can enhance this example by including additional in-line workflow, for
example, notifying a user about the number of rows returned.
NOTE
This procedure assumes you already know how to create forms, fields, filter
workflow, and filter guides.

162 Workflow Objects Guide
BMC Remedy Action Request System 7.6.04
To create a filter guide that loops through a server-side table field
1Create a form (for example, Form1).
2Create another form (for example, Form2):
Add an integer field to display the number of tickets (for example, Tickets).
Add a character field to display all the entry IDs of the columns returned (for
example, Concatenated Columns). Align these fields side-by-side so that the
results show all the tickets for a specific user.
Add a table field:
Select Form1 as the source form.
Enter the qualification 'Submitter' = $Submitter$
Using this qualification in the table field allows the database to select the
entries that match the $Submitter$ field. This can improve performance
because neither the AR System server nor the client needs to process the other
entries in the form.
Add the Request ID field (becomes Column)
Add the Submitter field (becomes Column2)
(Optional) Hide the table field.
Because you use server-side table fields exclusively for computation, you should
hide them on forms that users interact with.
3Create a filter (Form2 Set Field):
Associate the filter with Form2.
Add a Set Fields action:
In the mapping table, map the field Concatenated Columns to the value
($Concatenated Columns$ + " ") + $Column$
The workflow concatenates all the returned columns into the Concatenated
Columns field and separate them with a space. $Column$ references the table
column that contains the request IDs.
Add another Set Fields action, and map Tickets to COLCOUNT($Column$)
The action uses the COLCOUNT function to fill the Tickets field with the value
of how many tickets this user has created.
Save the filter
4Create a filter guide (Form2 Filter Guide):
Associate the filter guide with Form2.
In the Filters and Labels panel, add Form2 Set Field to the guide.
Save the filter guide.

Chapter 5 Defining guides and guide actions 163
Filter guides
5Create a filter (Form2 Call Guide):
Associate the filter with Form2.
Select the Execution Option Submit.
This filter executes when you create tickets in Form2 and then display them.
Add a Call Guide action and enter Form2 Filter Guide as the guide name.
Set Table Loop to All Rows, and then select the table field on Form2.
This action activates the guide and causes it to loop through the rows in the table
field.
6To test the guide:
Log in to BMC Remedy User and open Form1 in New mode.
Create several tickets, including two or three with John as the value of the
Submitter field.
Open Form2 in New mode and create a ticket for John.
Perform a search for John’s tickets, then click the request in the Results List.
The filter guide is triggered and loops through all the rows in the table field until
it finds the rows with John as the value of the Submitter field. The workflow then
completes the other fields in the form with the number of John’s tickets created in
Form1. In addition, the concatenated entry IDs from the returned entries appear in
the Concatenated Columns field.
Figure 5-8: Tickets returned and columns displayed
You can use similar functionality to loop through hundreds or even thousands of
requests in the database, bypassing both the server and the client. By contrast, you
could use client-side processing to calculate this information, but doing so
increases network traffic between the client and the server and can impact
performance.

164 Workflow Objects Guide
BMC Remedy Action Request System 7.6.04
Server-side table field implementation issues
Keep these server-side table field limitations in mind:
When creating workflow for server-side tables, filters with the Call Guide action
can be defined to loop over table columns. The values retrieved during the
looping always comes from the last row of the table. To retrieve different values,
postfix two special characters ( `! ) on the filters within the filter guide. Adding
these special characters causes your filter to execute synchronously, instead of
deferring into a later filter processing pass. For example, if your filter within the
Filter guide is named FormA: Push New Entry to Form B, postfix those special
characters to look like this:
FormA: Push New Entry to Form B`!
Data conversion between values in a column of one type should be able to be set
or pushed to fields of a different type for most data types. But unlike client-side
table fields, there are some limitations in server-side tables for the following
conversions:
CHARACTER to DECIMAL
CHARACTER to REAL
For example, 123.45 six converted to decimal became 0.00, and converted to
real became 0.000000.
On the other hand, 123.45 does convert properly to 123.45 and 123.450000.
Setting values from columns of integer, real, decimal, or currency type (and
sometimes character type) to date or time fields does not yield NULL for
negative values such as -3 or -3.01. Instead, the lowest values of the date and
time type are set.
For example, the lowest value of date fields is 1/1/4713 BC, while the lowest
value of time fields is 12:00:00 AM.

Chapter 6 Using buttons and menu bar items to execute active links 165
Chapter
6Using buttons and menu bar
items to execute active links
You can set an active link to execute when a user clicks a button in a form or
chooses a menu item from a top-level menu. (The active link can be linked to a
button or a menu item, but not both.) If an active link is executed from a menu item,
you can also execute the same active link through a corresponding toolbar button.
This section discusses how you can use buttons and menu bar items to execute
active links.
The following topics are provided:
Understanding how buttons and menu items work with active links (page 166)
Creating and modifying menus and toolbar items (page 167)
Associating active links with buttons and menu items (page 170)
Deleting buttons and menu items (page 171)
Modifier keywords for use in workflows (page 172)

166 Workflow Objects Guide
BMC Remedy Action Request System 7.6.04
Understanding how buttons and menu items
work with active links
Buttons and menu items are fields in AR System; you can use them in workflow as
in any other field. For example, an active link can show, hide, enable, or disable
buttons and menu items. Because these fields do not have data behind them and
they are used to control workflow, they are called control fields.
Figure 6-1: Form with active link buttons and menu bar items
You can associate more than one active link with a button or menu item. A good
use of this capability is to define active links that execute based on current
conditions, such as the platform on which the tool is running.
For example, you can define an active link to execute only if the tool is running on
a PC. You can then associate another active link with the same field—this time
defining the active link so that it executes only if the web client is running. Users
on either platform can then perform the same action to execute the appropriate
active link for their platform.
Too
lb
ar
b
uttons
f
or executing active
l
in
k
s
Menu items for executing active links
Buttons in form for
executing active links

Chapter 6 Using buttons and menu bar items to execute active links 167
Creating and modifying menus and toolbar items
Figure 6-2: Active links as buttons or menu items
To add a button to a form, see the Form and Application Objects Guide, “Creating
button fields,” page 210.
Creating and modifying menus and toolbar
items
For each form, you can add menus and menu items to the BMC Remedy User
menu bar. Each menu can have menu items, submenus, and menu separators.
Only menu items can be connected to active links.
From menu items, you can also create toolbar buttons.
To add menus, menu items, and separators
1Open the form with which you want to work.
2Choose Form > Edit Menu Bar.
The Edit Menu Bar dialog box appears.
Control Field
Button
Linked to
Displayed as
Menu Item
Toolbar Button
(optional)
Active Link 1 Active Link 2
or

168 Workflow Objects Guide
BMC Remedy Action Request System 7.6.04
Figure 6-3: Edit Menu Bar dialog box
3Add menus, menu items, and separators by using the Add Menu, Add Item, and
Add Separator buttons.
Avoid creating a menu item at the top level; otherwise, the menu item will appear
in the menu bar.
4To rename a menu or menu item:
aSelect the menu or menu item.
bIn the Properties tab, edit the values for Name and Label.
The maximum length for each value is 80 characters.
5To add help text for a menu item:
aSelect the menu item.
bIn the Properties tab, enter the help text for Menu Item Help.
The text appears on the status bar in BMC Remedy User.
6To specify the initial state menu or menu item:
aSelect the menu or menu item.
bIn the Properties tab, set Field Access to Enabled (the default) or Disabled.
cSet Visible to True (the default) or False.
Workflow can change either of these settings.
The values for all properties defined in the Form and Application Objects Guide,
“Field properties,” page 501.
7To delete a menu, menu item, or separator, select it, and click Delete.
Child menus and items are deleted when you delete the parent menu.
8Save the form.

Chapter 6 Using buttons and menu bar items to execute active links 169
Creating and modifying menus and toolbar items
Creating accelerator keys for your menu items
You can designate one character of a menu or menu item as an accelerator key. For
example, if you create a menu item called “Print Report,” you can designate the
letter R, and the R is underlined when the user presses the Alt key.
When creating accelerator keys, do not choose a letter that other menus on the
menu bar use. Do not duplicate the choices for menu items in your menu.
To designate a character as an accelerator key
1Select the menu or menu item in the Edit Menu Bar dialog box.
2In the Properties tab, click the Label property, and enter an ampersand (&) before
the character.
Creating toolbar buttons
You can create a toolbar button from a menu item that appears with a form in BMC
Remedy User. If a user clicks the toolbar button, it behaves in the same fashion as
if the user had selected the menu item.
NOTE
If you create a toolbar button from a menu separator, it is plat form-dependent, but
it is usually a line or an extra space.
To create a toolbar button
1Select a menu item in the Edit Menu Bar dialog box.
2In the Properties tab, set Has Toolbar Item to True.
3Click the Image property, and click the ellipsis (...) button that appears in the Value
column.
4From the Image dialog box, select the image for the toolbar button.
You can select either of the following options:
Embedded Image—Select this option, and click Browse. The image is
embedded in the form (using more disk space).
Image Reference—Select this option, and click Select to select an image from the
images stored in AR System. For more information, see the Form and
Application Objects Guide, “Working with images,” page 359.
The only image size supported for toolbar buttons is 16 pixels wide by 16 pixels
high.
5To save the image to an area on your computer or the network, click Save to File.
6Click OK to close the Image dialog box.
7To add a tooltip for the button, in the Properties tab, enter text for Tooltip.
This text appears in BMC Remedy User when the user holds the cursor over the
toolbar button.

170 Workflow Objects Guide
BMC Remedy Action Request System 7.6.04
8To rearrange the order of the toolbar buttons in BMC Remedy User:
aClick Layout in the Edit Menu Bar dialog box.
bIn the dialog box that appears, use the Up and Down buttons to rearrange the
order.
cClick OK.
If you do not perform this step, the toolbar buttons appear in no particular order.
9Save the form.
Associating active links with buttons and
menu items
The Active Links property of a menu item enables you to choose which active links
are executed with a button or menu item (and any corresponding toolbar button).
For these active links, the user must belong to a group with permission for the
active link and the button or menu item:
If a user has access to all active links associated with a button or menu item, but
not to the button or menu item itself, the button or menu item is not displayed
in the form.
If the user has access to the button or menu item, but not to any of its active links,
clicking the button or menu item does not execute the active link.
For more information about setting button permissions, see the Form and
Application Objects Guide, “Assigning permissions,” page 58.
To associate active links with buttons and menu items
1Open the form with which you want to work.
2Complete one of the following actions:
For a button, select the button so that its properties appear in the Properties tab.
For a menu item, choose Form > Edit Menu Bar, and then select the menu item.
3In the Properties tab, click Active Links, and click the ellipsis (...) button that
appears in the Value column.
4In the Active Links dialog box, select which active links you want to view:
All Active Links—Displays all of the active links in the specified form.
Available Active Links—Displays only those active links in the specified form
that are not assigned to a button or menu item.
5To the Selected Active Links list, move the active links you want associated with
the button or menu item.
6Click OK, and save the form.

Chapter 6 Using buttons and menu bar items to execute active links 171
Deleting buttons and menu items
Deleting buttons and menu items
Buttons and menu items that are deleted from a form are deleted from the
database.
To delete a button
1Open the form.
2Right-click on the button and choose Delete.
To delete a menu item
1Open the form.
2Choose Form > Edit Menu Bar.
3Select the item, and click Delete.
To delete a toolbar button
1Open the form.
2Choose Form > Edit Menu Bar.
3Select the menu item from which you want to delete a toolbar button.
4In the Properties tab, set Has Toolbar Item to False.

172 Workflow Objects Guide
BMC Remedy Action Request System 7.6.04
Modifier keywords for use in workflows
The following modifier keywords can help verify whether a user has pressed the
Shift, Alt, or Control keyboard modifier keys:
$SHIFT_KEY$
$ALT_KEY$
$CTRL_KEY$
Appendix A, “Keywords” provides a description about the keywords. You can
define a workflow in BMC Remedy Developer Studio using the modifier
keywords on a Control field such as push button, url-style button, image button.
This can also be executed on a table field.
Using the modifier keywords
You can use the modifier keywords in any workflow. The following example
describes how to use the $SHIFT_KEY$ keyword. The workflow opens an
AR System form on a new window when the user performs Shift+Click on the
Control field or on the table field in BMC Remedy Mid Tier.
NOTE
$SHIFT_KEY$ is not limited to the workflow that is defined to open a form in a new
window. Also, you can use other modifier keywords in the workflow instead of
$SHIFT_KEY$.
To open an AR System form on a new window using the $SHIFT_KEY$
1Add a workflow object on a form or use an existing workflow object, such as a
button or a table.
NOTE
If you are creating a workflow to a Control field, skip step 2 through step 3.
2Under the Properties window, add columns to the table.
3Set the Drilldown Property to False.
4Create an active link and associate the workflow object with a form. See “To
associate a workflow object with a form” on page 36.
5Define the execution options for active links. See “To define the execution options
for filters” on page 43.
6Under Execution Options, click the Field ellipsis button and select Button or Table
Field, based on step 1.
7Under the Run If Qualification section, click the ellipsis button to open the
Expression Editor.
8In the Expression Editor dialog box, click Keywords.

Chapter 6 Using buttons and menu bar items to execute active links 173
Modifier keywords for use in workflows
9Select the $SHIFT_KEY$ keyword and assign the value of 1 to that keyword. For
example, $SHIFT_KEY$ = 1.
NOTE
You can also use $CTRL_KEY$ or $Alt_KEY$ and assign the value of 1 to that
keyword.
10 Click OK to close the Expression Editor dialog box.
11 Right-click the If Action panel header.
12 Choose Add Action > Open Window and select a window type.
13 For the Target Location field, select New.
14 Right-click the Else Action panel header.
15 Choose Add Action > Open Window and select a window type.
16 For the Target Location field, select Current.

174 Workflow Objects Guide
BMC Remedy Action Request System 7.6.04

Chapter 7 Workflow processing 175
Chapter
7Workflow processing
This section outlines how workflow is processed on the client side (active links)
and on the server side (filters).
The following topics are provided:
Active link processing (page 176)
Filter processing in the AR System server (page 177)
Tracing active link, filter, or escalation activity (page 191)

176 Workflow Objects Guide
BMC Remedy Action Request System 7.6.04
Active link processing
Active link conditions have an order and relationship to one another as well as to
the client and server.
Figure 7-1: Active link processing
NOTE
The Interval and Execute active link conditions are not included in Figure 7-1.
Interval conditions are time-based and thus not dependent on specific client-server
interactions; “events” can be sent during any change of application state.
Window Loaded
Display Interval
Event
Set Defaults
Un-Display
Window Open
Window Close
User interaction
with form
User interaction
with request
Client requests
work from server
Results returned
from server
These execution conditions
are under specific user control
Time-based condition not dependent
on specific client-server interactions
An event can occur at any time
Return
Menu/Row Choice
Button/Menu Item
Gain Focus
Lose Focus
Search
Submit
Modify
After Submit
After Modify

Chapter 7 Workflow processing 177
Filter processing in the AR System server
How data is loaded into a form and available to be acted on often depends on the
window mode and how the user interacts with fields on the form. The order in
which active links are processed can help you determine which one to specify.
Following is an example of an active link process using Window Open:
1Use the Window Open condition to set field values when the values are required
for workflow processing before the request is actually displayed. These values are
used only as temporary data for validation purposes in workflow. But when the
window opens, the actual values displayed in these fields are not this temporary
data, but the values specified by the user preference settings.
2Use the Display condition for any values you want the user to see when the request
is displayed.
3Use the Window Open condition to prevent the window from opening and
generating an error message when the user does not have appropriate
permissions.
The way your active link executes can be affected by how users have set their
preferences for the web client or their BMC Remedy User Behavior options. Use
caution when using Set Fields or Push Fields actions triggered by Window Open
that rely on specific initial field values. For example, if your active link relies on
default field values appearing, it does not work if the users sets the option to clear
all fields on Window Open.
More than one active link (or filter) can execute on the same execution condition,
and the output of one can affect another.
Filter processing in the AR System server
The AR System server processes filters in an execution order you specify. As the
AR System server considers actions in each filter, it categorizes those actions into
one of three phases. (See “Filter phases” on page 178.) In general, actions are
carried out such that database operations are deferred until after all actions that
modify the database have been performed. At that point, a single database
transaction is opened and all the database operations are performed. This keeps
transaction time and table and row locks in the database to a minimum.
Some complex applications, however, require database operations to be
performed immediately. For example, an application might be used as a
subsystem of another application, where the results of the subsystem’s work are
needed immediately by the calling application. For more information, see
“Overriding filter processing phasing” on page 184.
TIP
You can combine the Filter, SQL, and API logs to “see” how AR System interacts
with the database and how the different phases interact with each other, especially
if you are creating complicated workflow. For more information, see the
Optimizing and Troubleshooting Guide, “Combined server and client logging,”
page 70.

178 Workflow Objects Guide
BMC Remedy Action Request System 7.6.04
Filter execution order
Execution order determines the order in which filters are executed. When you
create a filter, you assign it an execution order value. If one filter has a lower
execution order than another, the actions for the first filter are executed or queued
before the actions for the second one.
Filter phases
Actions within filters are carried out in one of three phases. All Phase 1 actions are
carried out immediately. Phase 2 and Phase 3 actions are queued to be carried out
later. See “Filter processing example” on page 180.
Using a phased approach to filter processing helps to make sure the following
actions occur:
Notifications are sent and that processes are run only after the database
operations are successful. If any database operation fails, all subsequent actions
are suppressed, and database changes are rolled back. So, the system defers to a
final phase the operations that should not run until database transactions have
been committed and there is no chance that a rollback occurs.
For example, you can create a filter to notify Shipping that a purchase order is
ready to be fulfilled. If, during the filter processing, an error occurs, the chain of
events are rolled back, and the transaction is not committed to the database.
Without phases in filter processing, Shipping would be notified and the
equipment would be sent, but no record of the task would be committed to the
database.
All data values are complete and available to the notification that is sent as well
as to Push Fields operations that create related records.
Obtaining a write lock (which is an exclusive lock) for a Push Fields operation is
delayed until the point at which a write is performed to the main data table. This
shortens the duration of the exclusive portion of the transaction, and improves
throughput.
Phase 1 actions
The following Phase 1 actions are always performed as soon as they can be:
Call Guide
Exit Guide
GoTo
Go To Guide Label
Log to File
Message
Set Fields

Chapter 7 Workflow processing 179
Filter processing in the AR System server
Phase 2 actions
Phase 2 actions are queued when they are encountered and performed after all
Phase 1 actions from all filters execute. If a Phase 2 action triggers more Phase 1
actions, then those Phase 1 actions are performed before the next Phase 2 action. If
a Phase 2 action triggers more Phase 2 actions, then they are added to the end of
the Phase 2 queue.
Each request with a filter executing against it has its own Phase 2 queue. So if a
Push Fields action triggers the execution of a nested filter against the target
request, the Phase 2 action in that filter that apply to that request are queued
separately in the Phase 2 queue for that request. Those Phase 2 actions are run after
the Phase 1 action in the nested filter are complete. The remaining Phase 2 actions
in the outer filter are run after the nested filter Phase 2 actions.
Phase 2 actions include:
Push Fields
Direct SQL
Phase 3 actions
Phase 3 actions do not include any database interaction. All Phase 3 actions
encountered are queued and performed after all Phase 1 and Phase 2 actions.
Unlike the separate Phase 2 queues, there is one Phase 3 queue for the request
against which filter execution is originally triggered and any other requests which
have filters
Phase 3 actions include:
Notify
Run Process
DSO
Phase 3 actions are presumed successful, but can fail and not affect the operation’s
success.

180 Workflow Objects Guide
BMC Remedy Action Request System 7.6.04
How AR System processes filters
Figure 7-2 illustrates how AR System processes filters.
Figure 7-2: Filter processing
Filter processing example
Suppose we have form A, form B, and form C.
Form A has two filters, F1 and F2, that execute when form A is modified.
Filter F1 on form A has the following attributes:
Execution order 1
Set Fields action (A1)
Push Fields action (A2) to form B
Notify action (A3)
Another Set Fields action (A4)
Another Push Fields action (A5) to form C
Finished
processing
Look at
phase 2 queue Execute action
Any
phase 2
actions?
Look at
phase 3 queue Execute action
Any
phase 3
actions?
Yes
Yes
Yes
Yes
Yes
No
No
No
No
No
Does this
action fire
a filter?
Is there
another
action in the
queue?
Is there
another action
in the queue?
Filter fires
Phase 1
Phase 2
Phase 3
Look at action
Execute action
Put action on
phase 2 queue
Put action on
phase 3 queue
Is it phase 1,
phase 2, or
phase 3?
Yes
No
Is there
another
action?

Chapter 7 Workflow processing 181
Filter processing in the AR System server
Filter F2 on form A has the following attributes:
Execution order 2
Set Fields action (A6)
Notify action (A7)
Form B has a filter, F3, that fires when form B is modified. Filter F3 has the
following attributes:
Push Fields action (B1) to form C
Set Fields action (B2)
Notify action (B3)
Form C has no filters.

182 Workflow Objects Guide
BMC Remedy Action Request System 7.6.04
The following figure and steps illustrate the filter processing in the example.
Figure 7-3: Filter processing example
Step 1 The server acts on the filters by execution order, and for each filter it examines all
of the actions to be performed. For filter F1, the server performs action A1
immediately because it is a Phase 1 action. It puts action A2 on the Phase 2 queue
for the form A request. It puts action A3 on the Phase 3 queue. It then performs
action A4 because it is a Phase 1 action. Finally, it puts action A5 on the Phase 2
queue for the form A request.
Step 2 The server then moves on to the second filter, F2. It performs A6 immediately
because it is a Phase 1 action. It puts action A7 at the end of the Phase 3 queue.
action executed
Key
Phase 1 (P1) action
Phase 2 (P2) action
Phase 3 (P3) action
Filter F1 fires
(form A)
to P2 queue
to P3 queue
to P2 queue
Filter F2 fires
(form A)
Processing
Complete
to P3 queue
Filter F3 fires
(form B)
to P2 queue
to P3 queue
triggers filter F3
Last phase 1 action
for this form
Begin processing
phase 2 actions
Begin processing
phase 1 actions
Resume processin
g
P2 queue
Process P1 actions
for this form
Last phase 2 action
Begin processing
phase 3 actions
A1
A2
A3
A4
A5
A6
A7
A2
B1
B3
A5
B1
A3
B3
A7
B2

Chapter 7 Workflow processing 183
Filter processing in the AR System server
Step 3 Having performed all available Phase 1 actions (A1, A4, and A6) the server
performs the first action on the current Phase 2 queue, A2.
Step 4 A2 modifies an request on form B. Form B’s filter, F3, fires when the form is
modified. The server examines all of the actions to be performed by filter F3. The
server puts action B1 on the Phase 2 queue for the form B request. It performs
action B2 immediately because it is a Phase 1 action. It puts action B3 at the end of
the Phase 3 queue.
Step 5 After performing B2, the server has no more Phase 1 actions, so it performs the
action on the current Phase 2 queue, B1. The Phase 2 queue for the form B request
is empty, so the server returns to the form A request and performs A5, the action
on the form A request Phase 2 queue. Those actions do not cause any filters to fire.
Step 6 After performing all actions on the Phase 2 queues the database transaction is
committed. At this point, the operation succeeds.
The database transaction means the operation fails if any Phase 1 or Phase 2 action
fails, because the DB transaction is rolled back. It also means that if all Phase 1 and
Phase 2 actions succeed, the operation succeeds even if a Phase 3 action fails. So, in
the example, if one of the notifications cannot be sent for some reason, the modify
operation still succeeds.
Step 7 The server then performs the actions on the Phase 3 queue—A3, A7, and B3.
The following table summarizes the phase to which each action belongs and in
what order each action was carried out.
If an error occurs anytime during Phase 1 or Phase 2 processing, all processing
stops, the database changes are rolled back, and the server handles the error as
described in “Error processing” on page 187.
Phase Actions (in order of execution)
Phase 1 A1
A4
A6
Phase 2 A2 (fires filter F3)
Phase 1 B2 (from filter F3)
Phase 2 B1
A5
Phase 3 A3
A7
B3

184 Workflow Objects Guide
BMC Remedy Action Request System 7.6.04
Filter phasing exceptions
There are exceptions to the phasing process:
For get actions (filters with Execute On set to Get Entry) and delete actions,
Phase 1 and Phase 3 actions occur together.
For get operations, there is generally no database change, so the actions need not
be phased. However, there might be database changes as the result of Push
Fields actions that the get operation triggers.
For delete operations, you cannot defer actions because the delete action
removes the current record, so the record would not be available for the actions
later. The subsequent actions need to run when the data is still present.
The following tables further describe when certain operations are processed.
Overriding filter processing phasing
Sometimes, processing filter actions in phases is limiting or inefficient. For
example, an application might be used as a subsystem of another application,
where the results of the subsystem’s work are needed immediately by the calling
application.
Filter phasing for Create and Merge operations
1 Filters run (including Phase 1 actions).
2 Create operation. (Entry ID is created.) Database transaction occurs.
3 Phase 2 actions occur.
4 Phase 3 actions occur.
Filter phasing for Set operations
1 Filters run (including Phase 1 actions).
2 Phase 2 actions occur. Database transaction occurs.
3 Entry is modified in the database.
4 Phase 3 actions occur.
Filter phasing for Get operations
1 Data is retrieved from the database.
2 Filters run (including all Phase 1 and 3 actions).
3 Phase 2 actions occur. Database transaction occurs.
Filter phasing for Delete operations
1 Filters run (including all Phase 1 and 3 actions).
2 Phase 2 actions occur. Database transaction occurs.
3 Entry is deleted in the database.

Chapter 7 Workflow processing 185
Filter processing in the AR System server
You can override phasing for Direct SQL, Notify, Run Process, and Distributed
Server Option actions. If you override Push Fields actions, the actions take the
intermediate values, but the database transaction is deferred.
WARNING
Be very careful about how you use overriding filter processing phasing. Improper
use can produce inconsistent, confusing, and potentially inaccurate results. It is
recommended that you avoid using this capability unless it is critical to your
functionality.
Remember, if you override the phases for a filter, Request IDs and create dates are
not available during a Create operation. Also, a modified date is not available
during a Create or Modify operation ($TIMESTAMP$ might be a suitable
workaround in these situations). Furthermore, if there is a failure in the server,
users might receive notifications for a request that does not really exist.
Finally, the data values used during a given operation are the data values at the
point at which the action is performed. This data value might not be the final value
for some of the fields. The operation can be performed with intermediate values
instead of the final values that you might expect.
As an alternative, display-only fields are available, and they retain their values
throughout the transaction. If your workflow needs an intermediate value at a later
stage, storing it in a display-only field for later access is often the best answer. You
get all the advantages offered by filter-action phases with respect to the transaction
in progress and still retain the intermediate values.
The following sections discuss two methods for overriding filter processing
phasing:
Using a special override naming convention
Releasing pending operations
Using a special override naming convention
To override the phases for a specific filter, for example, one of a sequence of filters
executed in a filter guide, you can force the filter run actions in-line (sequentially)
by using a special convention for the filter name. When you create or modify the
filter, its name must end in a back quote character followed by an exclamation
point (`!). For example, a filter named SendNotification that has a Notify action
performs the action in Phase 3. However, a filter named SendNotification`! that
has a Notify action runs the notification during Phase 1.
Put the Phase 3 actions to run in Phase 1 in a filter with the override naming
convention in a filter guide. Put actions that require normal phasing in filters
without the special name elsewhere in the guide.
Releasing pending operations
Use the Application-Release-Pending Run Process command in a filter or
escalation to open a database transaction to perform operations as various filter
actions are performed instead of deferring the operations.

186 Workflow Objects Guide
BMC Remedy Action Request System 7.6.04
When an Application-Release-Pending command is run, any Phase 2 actions
queued by child filters are executed. This makes the changes due to these action
available to the remaining action in the parent filter.
For example, assume form A has workflow that includes a Push Fields actions that
pushes values to form B and that form B has a filter with a Modify condition that
is triggered by the Push Fields action. The form A workflow is suspended while
the form B filter is executed and the form B filter is said to be a child of the form A
workflow. If the form B filter runs Phase 2 actions, they remain queued until the
form A workflow completes all its Phase 1 actions. This means that the form A
workflow cannot use the modifications made by the form B filter Phase 2 actions.
If the form A workflow includes a Run Process action with the Application-
Release-Pending command after the Push Fields action and the form B filter
execution, the Phase 2 actions queued by the for B filter are run at that point so that
the rest of the form A workflow actions can use the modifications they make.
NOTE
In release 7.6.04, Application-Release-Pending was modified to automatically
run in filter Phase 1. Therefore, you no longer need to use the special filter naming
convention to override filter phasing for this command.
Delaying entry creation
To delay the creation of individual form entries so that they can be created in bulk,
use the Application-Set-Filter-Phasing Run Process command. This
command determines whether form entries are created when the workflow
operation to create them occurs or whether they are created in bulk during a later
filter phase.
For more information, see “Process commands” on page 261.

Chapter 7 Workflow processing 187
Filter processing in the AR System server
Error processing
The server reacts to error conditions in various ways, depending on what
operation you are running. In general, errors are handled according to where you
are within filter processing with regard to the database transaction:
If an error is encountered during filter processing and the filter has no error
handler, all processing immediately stops, no further filters or actions run, and
an error is returned back to the caller.
If the error occurs during a Phase 1 or 2 action but before the database transaction
is completed, the operation is cancelled, the database transaction is rolled back,
and no change is made to the database.
If an error occurs during Phase 3 actions, processing continues, and changes are
not rolled back. However, if you override filter processing so that your Phase 3
actions are processed before the database transaction, errors are handled
according to the “before-transaction-commit” rules. The error handling itself
does not change, but using the override causes actions that are normally
deferred to take place before the database transaction; therefore, any errors
encountered are handled as an error before the transaction is complete and
terminate the transaction and roll back.
To summarize, overriding phasing for a filter moves Phase 3 actions into Phase 1
actions. Such actions take on the behavior of other Phase 1 actions (that is, if an
error occurs while processing the action, all subsequent filter processing is halted,
and any database changes are rolled back).
Error handling filters
You can specify an error handling filter that the server executes before it performs
the default error handling described in the preceding section. Using an error
handler, workflow can recover from an error or change the handling of Message
Actions of type Error produced by third-party AR System applications when
called from your custom applications.
The procedure for creating an error handling filter is much the same as creating
any filter. To specify and enable an error handler filter, use the Error Handler in
the filter editor. See “Creating filters” on page 43. For an example of an error
handling filter, see the Sample application distributed with AR System. The
Sample:GetMoreInfo filter has an error handler, Sample:GetMoreInfoError.
The error handler filter and the filter whose errors it handles must be associated to
the same form in the Associated Forms list for the filter. This ensures the error
handler has access to the fields the other filter references. If no error handler is
specified or if the error handler is not enabled, AR System handles errors as
described in “Error processing” on page 187.

188 Workflow Objects Guide
BMC Remedy Action Request System 7.6.04
Error handler execution
When a filter is executed as an error handler, the execution differs from the usual
filter execution in the following ways:
The Execution Order value and Execute On selections on the Basic tab of the
Filter properties window are ignored. The Enable check box is not ignored. The
filter must be enabled to be executed.
Three keywords that give information about the error that caused the error
handler to be called are defined:
$ERRNO$—The number of the first error on the stack.
$ERRMSG$—The error message for the first error on the error stack.
$ERRAPPENDMSG$—The appended message for the first error on the error
stack, if any.
Some error conditions place more than one error number, message, and
appended message on the error stack. The error handler has access to the first
one only.
Filter processing phasing is overridden. Phase 3 actions are not deferred; they
are run immediately. The error handling filter executes in-line like a filter whose
name ends with a back quote and an exclamation point (`!). BMC recommends
that you use this naming convention for error handling filters to indicate that
they execute in-line. However, this is not required.
When all the If actions of the error handling filter complete successfully, the
error is considered handled, the error information and keyword is cleared, and
the filter in which the error occurred continues execution with the next action. If
another error occurs during the execution of the filter, the error handler is
executed again.
If the Else actions of the error handler filter are executed or if the If actions
terminate in error as described in the next section, the error information is not
cleared, the remaining actions in the filter where the error occurred are not run,
and the server continues to process the error. If the filter was called from another
filter, the server might call another error handler as described in “Error handling
for nested filter calls” on page 189. Otherwise, the server processes the error as
described at the beginning of “Error processing” on page 187.
Errors in error handling filters
An error can occur while an error handler is running its If actions. If the error
handler has its own error handler, that error handler is called (unless calling that
inner error handler would exceed the Maximum Stack of Filters value). If that error
handler handles the error, the If actions of the outer error handler continue to run.
If the outer error handler does not have its own error handler or if its error handler
does not handle the error, the remaining If actions of the outer error handler are
not run, the error information for the error in the If actions is added to the error
stack below the original error, the outer error handler does not handle the original
error, and the error is treated as described in the next section on nested filter calls.

Chapter 7 Workflow processing 189
Filter processing in the AR System server
An error can occur while an error handler is running its Else actions. If the error
handler has its own error handler, that error handler is called (unless calling that
inner error handler would exceed the Maximum Stack of Filters value). If that error
handler handles the error, the Else actions of the first error handler continue to run.
If the outer error handler does not have it own error handler or if its error handler
does not handle the error, the remaining Else actions of the outer error handler are
not run and the error information for the error in the Else actions is added to the
error stack below the original error.
Because the outer error handler was running its Else actions when the error
occurred whether or not the error is handled, the outer error handler does not
handle the original error and it is treated as describe in the next section on nested
filter calls.
Error handling for nested filter calls
A filter can be executed from another filter, so a filter can execute some number of
levels down in a stack of executing filters. If an error occurs in such a filter and the
error is not handled, either because the filter has no error handler or because the
error handler does not handle the error, the remaining actions in the filter where
the error occurred are not run and the error is passed one level up the stack.
The AR System server treats the error as it had occurred in the filter that executed
the filter where the error actually occurred. That filter can, in turn, handle the error
or not. Thus, the error can pass up though the stack of running filters, terminating
each until an error handler handles it. If no error handler handles the error, the
AR System server performs default error handling.
If an outer error handler handles an error that occurs in a nested filter call, the
remaining actions in the nested call, if any, are not run. In this case, the server does
not report an error, but some actions are skipped. Figure 7-4 illustrates how an
action can be skipped. Filter F4 has error handler HF4. When F4 runs a Push Fields
action to another form, it executes filter F5. Filter F5 has error handler HF5. An
error occurs in F5, but HF5 does not handle it. Filter HF4 is called and handles the
error in F5. But the actions in F5 that were pending when the error occurred are not
run because HF4, the error handler for F4, handled the error.

190 Workflow Objects Guide
BMC Remedy Action Request System 7.6.04
Figure 7-4: Error in Nested Filter Execution, Error Handler for Outer Filter Handles Error
Using filter guides with error handling filters
To write a filter that handles several errors, write the qualification to select exactly
the errors the filter must handle, store the values of the filter error keywords in
fields in the form, and call a filter guide. The qualifications of the filters in the guide
select the filter to process each error. If the last filter in the guide has no
qualification, it must process the error or errors the other guide filters do not
process. The guide filters are not error handlers. They get the error keywords
values from the fields in the form, not from the keywords. The actual error
handling filter that called the guide succeeds because its If actions are run and do
not fail. The guide filters must process all the errors that pass the qualification of
the error handler.
To handle errors from separate actions differently, put the actions in separate
filters with different error handlers and put those filters in a filter guide.
Execute
Filter F4
Action
D1
Push
Fields
Action
D3
Filter F4
Normal Return
Execute
Filter F5 Action
E1
Action
E2
Execute
Filter HF5
Execute
Filter HF4
Filter HF4
Normal Return
does not
handle error
error not
executed
handles
error

Chapter 7 Workflow processing 191
Tracing active link, filter, or escalation activity
Tracing active link, filter, or escalation activity
You can create a log file of active link, filter, or escalation activity. This option logs
information about active link, filter, or escalation activity for each operation,
including what executed and whether execution was successful.
Active links are executed on the client, so logging is activated in BMC Remedy
User. For information about activating active link logging, see BMC Remedy User
Help.
Filters and escalations are executed on the server. For more information, see the
Optimizing and Troubleshooting Guide, “Using log files,” page 43.
NOTE
Errors encountered during the execution of escalations are recorded in the
arerror.log on the AR System server. If an escalation terminates in error
consistently, a message is written to the log every time the escalation is executed
and fails. If the escalation qualification does not select any requests and the
alternate actions, if any, are run, a message is written to the escalation log on the
server (by default, arescl.log).

192 Workflow Objects Guide
BMC Remedy Action Request System 7.6.04

Chapter 8 Using Analyzer to find problems in your applications 193
Chapter
8Using Analyzer to find
problems in your applications
The BMC Remedy Developer Studio Analyzer option can help you optimize and
troubleshoot your AR System application. When you run the Analyzer, it finds
objects that are not consistent with the Analyzer rules that you select. The rules
check for potential performance problems, such as inefficient database queries,
and potential errors, such as workflow that cannot be run.
The following topics are provided:
Analyzer rules and messages (page 194)
Analyzing server objects (page 206)
Working with the Analyzer View tab (page 209)
Launching the Analyzer from a command line (page 211)

194 Workflow Objects Guide
BMC Remedy Action Request System 7.6.04
Analyzer rules and messages
Analyzer finds potential performance problems and errors by checking the server
objects that you select against the rules that you specify. Table 8-1 lists the rules
that you can use to analyze your objects.
Table 8-1: Analyzer rules (Sheet 1 of 2)
Category Rule Description
Structural Inefficient Queries Identifies inefficient queries, such as queries that do not
use an index
Unused Workflow Identifies workflow objects that have no Execute On
options enabled and are not included in any guide
Server Referenced by Name Identifies workflow object that include references to
servers by name and might not be portable
Unreachable Else Actions Identifies workflow objects with Else actions that have no
Run If qualification
Process Validity Identifies workflow objects that contain Run Process
actions or Set Fields actions with a $PROCESS$ value that
have invalid server references
Invalid Access Point Identifies forms or call guides that are referenced as part
of another application and that are not declared as an
access point in the current application
Duplicate Message Number
in Message Action Identifies duplicate numbers used in more than one
Message action
Run Macro Action Used in
Active Link Identifies active links where the Run Macro action is used
Set Fields Order Is Not
Predictable Identifies workflow objects where the Set Fields action
source and target values are interdependent
Field References in SQL
Command Identifies SQL commands that use field references
Unused menu Identifies menus that are not attached to any fields or are
not used in any workflow
Invalid Declaration of Global
Fields Identifies global fields with either of the following
characteristics:
The field is a Character field whose input length is
greater than 255.
The field is a Diary or Attachments field.
Form Is Not a Part of Any
Deployable Application Identifies forms that are not part of a deployable
application, which means that its associated workflow are
also not included
Irrelevant Field Indexing Identifies fields that are indexed but do not exist or should
not be indexed
Trim Fields Are Not Visible in
Any View Identifies trim fields that are defined on the form but are
not present in any view

Chapter 8 Using Analyzer to find problems in your applications 195
Analyzer rules and messages
Structural
(continued) Number of Aliases for
Selection Fields Is
Inconsistent on Views
Identifies selection fields that have an inconsistent
number of aliases of different views (An example of this
might occur in localized views.)
Unused Guide Identifies guides that are not used in any workflow
Guide's Workflow Forms
Belong to Different
Application
Identifies guides that have multiple workflows, and the
forms associated to the workflow belong to different
deployable applications
Unreferenced Views Not Set
as Default View Identified unreferenced views that are not used in any
workflow or are not set as the default view
Bounding Box Is Too Small Identifies fields that are cut off because they do not fit in
their bounding box
Display-Only Fields Not
Used In Any Workflow Identifies display-only fields that are not used in any
workflow
Unused Control Fields Identifies unused control fields (buttons)
Referenced Fields Do Not
Exist Identifies fields that are referenced but do not exist
Performance Active Link Execute On Identifies workflow objects that have two or more of the
following Execute On conditions enabled:
Window Open
Window Loaded
Display
Large image Identifies large background images and large images on
buttons
QBE Match Identifies character fields where the query-by-example
(QBE) property is set to Anywhere
$PROCESS$ as Assignment
Value Identifies workflow where $PROCESS$ is used as an
assignment value in a Set Fields action (This excludes
special Run Process commands.)
Field Length Greater Than
255 Characters Identifies fields with a length that is greater than 255
characters
Security Run Process Identifies when a process command uses a field variable
as a part of a process argument or as the entire command;
also identifies whether the server setting to use a directory
for Run Process active link actions is enabled
Additionally, for UNIX servers, this rule identifies
whether the following server settings are enabled:
Using shell control for Run Process actions
Using back quote characters (‘) in Run Process actions
System Password Identifies system passwords that have not been set (such
as the DSO User password)
User Password Identifies user passwords that have not been set; notifies
you if the server setting for saved logins is enabled for all
users
Table 8-1: Analyzer rules (Sheet 2 of 2)
Category Rule Description

196 Workflow Objects Guide
BMC Remedy Action Request System 7.6.04
In the Analyzer View tab, Analyzer reports all of the inconsistencies it finds. Most
messages in the Analyzer View tab have a severity of informational, warning, or
error, as described in Table 8-2.
Table 8-2: Analyzer messages (Sheet 1 of 10)
Message Severity Description Solution
Filter or escalation
cannot run this
process command
Error This Run Process command is not
valid in a filter or an escalation. Remove the invalid Run Process
command.
Filter or escalation
cannot run this
process command
Error This $PROCESS$ command is not
valid in a filter or an escalation. Remove the invalid $PROCESS$
command.
Invalid $PROCESS$
command Error This $PROCESS$ command must
be run on a server, so a server
reference is required.
Add a @@ or @serverName
reference to the $PROCESS$
command.
Invalid Run Process
command Error This Run Process command must
be run on a server, so a server
reference is required.
Add a @@ or @serverName
reference to the Run Process
command.
Invalid server
reference Error The reference to a server is not valid
in an active link or escalation Run
Process or $PROCESS$ command.
Remove the @@ or
@serverName reference from
the Run Process or $PROCESS$
command.
This $PROCESS$
command must be
run on the client.
Error This $PROCESS$ command cannot
be run on a server, so the server
reference is invalid.
Remove the @@ or
@serverName reference from
the $PROCESS$ command.
This Run Process
command must be
run on the client
Error This Run Process command cannot
be run on a server, so the server
reference is invalid.
Remove the @@ or
@serverName reference from
the Run Process command.
Field references
found in direct SQL
commands.
Error
Informational
This is a level 1 result if the entire
SQL command is created from one
field such as $Short
Description$. Any command
can be run from the field value, and
this can be exploited.
This is a level 3 result if a field
reference is used as part of a
command, for example:
Select $Short Description$
From $Character Field$
The SQL statement might be
malformed. The AR System server
does not validate SQL commands
used in Direct SQL actions.
Validate the SQL command
manually.

Chapter 8 Using Analyzer to find problems in your applications 197
Analyzer rules and messages
No password set for a
<license type>
licensed user: <user
name>
Error
Warning
For user Demo, this is a level 1
result. For all other users, this is a
level 2 result.
Applies only if External
Authentication is not used.
For more information on external
authentication, see the
Configuration Guide.
Indicates that the user named in the
message has an empty password.
For security reasons, you should
enforce passwords.
$PROCESS$ is used
as an assignment
value in a Set Fields
action
Informational When $PROCESS$ is used in Set
Fields actions, the system must wait
for the process to complete and
return a value. Depending on the
process, this could impair
performance.
Evaluate the need for using
$PROCESS$ results to assign
field values.
A control field is not
used in any
workflow
Informational A form contains a control field
(such as a button) that is not
connected to any workflow, so it is
not being used.
Delete the unused control field,
or attach it to the appropriate
workflow.
Choose Form > Add/Remove
Fields In View.
A display-only field
is not used in any
workflow
Informational Display-only fields do not store
data. If they are not referenced by
workflow, they usually do not serve
a purpose. This might occur with
fields that were created for a
purpose at one time, but the
application changed, and they are
no longer useful.
Verify whether the display-only
field is used. If it is not used,
delete it.
A form is not part of
any deployable
application
Informational The form is not a part any
deployable application, so its
associated workflow is also not
included in an application. If the
application is deployed into a
production environment, the
workflow will not serve any useful
purpose.
Add the form to a deployable
application.
Table 8-2: Analyzer messages (Sheet 2 of 10)
Message Severity Description Solution

198 Workflow Objects Guide
BMC Remedy Action Request System 7.6.04
A global field has a
length greater than
255
Informational Global fields are display-only fields
of the following types:
Regular global fields share data
across multiple windows or
forms. The field ID range for these
global fields is 1000000 through
1999999.
Window-scoped global fields
share the data across multiple
records in the same window. The
field ID range for these global
fields is 3000000 through 3999999.
Global fields cannot be any of the
following field types:
Character whose input length is
greater than 255
Diary
Attachment
Change the global field to a type
other than the following types:
Character whose input length
is greater than 255
Diary
Attachment
A guide is not used in
any workflow Informational A guide was found that is not
connected to any workflow, so it is
not being used.
Delete the unused guide, or
attach it to the appropriate
workflow.
A menu is not being
used in any fields or
workflow
Informational A menu was found that is not
attached to any fields or is not being
used in any workflow (such as a
Change Field action).
Delete the unused menu, or
attach it to the appropriate
workflow.
A trim field is not
used in any view Informational A trim field (such as a line) is
defined on the form but is not
present in any view.
Note: BMC Remedy Developer
Studio does not usually allow
this, but a legacy form from a
definition file could contain this
issue.
Delete the unused field.
Choose Form > Add/Remove
Fields In View.
A view is not used in
any workflow or is
not the default view
Informational A view is not being used in any
workflow (such as an Open
Window action), or a view is not set
as the default view.
Make sure that the view is being
used efficiently.
Back quotes allowed
in Run Process
command
Informational Applies only to UNIX servers. Back
quotes should not be permitted in a
Run Process command.
Set the following option in the
ar.conf file:
Allow-Backquote-In-
Process-String:F
Duplicate message
numbers in Message
action
Informational If the same message number is used
in more than one Message action, it
is difficult to determine which piece
of workflow triggered the message.
Different messages might be
associated with the same number.
Evaluate all of the Message
actions, and change the message
numbers as needed.
Table 8-2: Analyzer messages (Sheet 3 of 10)
Message Severity Description Solution

Chapter 8 Using Analyzer to find problems in your applications 199
Analyzer rules and messages
EXTERNAL used in
the query Informational The field contents are not explicit.
EXTERNAL keywords can be used in
queries in AR System to
dynamically retrieve qualifications
from a field value. These are
indeterminate, and the result
indicates that such a qualification is
used.
It is possible that the query is
malformed and incorrect. Try to
avoid such queries, unless the
field value is being well
calculated.
Field has QBE match
property set to
“Anywhere”
Informational If the QBE Match property on a
character field is set to Anywhere,
the database cannot optimize its
search and will perform a table
scan.
Evaluate the requirement of this
setting for the field. Avoid using
this setting if possible.
Server setting for
saved login enabled
for all users
Informational This is a security concern if user
desktops are shared. Set Users Prompted For Login
option to Always in the
Configuration tab of the
AR System Administration:
Server Information form.
Set fields order is not
predictable Informational Because the order for the setting of
fields in active links at run time.
cannot be predicted, target fields
should not be used as source fields
in same Set Fields action.
Split the Set Fields action into
two or more Set Fields actions.
The number of
aliases for a field is
not the same on each
form view
Informational A selection field appears on several
views of a form, but the number of
aliases for the field is not the same
on each form view.
For example, consider a form with
two views: one in English and one
in Spanish. A selection field on
these views has four options. A fifth
is added to the field. An alias is
added to the English view but not to
the Spanish view, and the number
of aliases is inconsistent.
The English view now contains five
options and five aliases. The
Spanish view contains five options
and four aliases. Consequently, the
field on the Spanish view will
display four Spanish words and one
English word.
Make sure that each view has the
correct number of aliases for the
selection field.
Workflow for a form
connected to a guide
belongs to a different
application
Informational A guide can have multiple
workflows, but the forms
associated with the workflow can
belong to different deployable
applications. This can cause
inconsistent results.
Make sure that the guide is
working properly.
Table 8-2: Analyzer messages (Sheet 4 of 10)
Message Severity Description Solution

200 Workflow Objects Guide
BMC Remedy Action Request System 7.6.04
- <name> Password
has not been set Warning An AR System Service Password
was not set, and AR System uses the
default password.
The possibility of abuse is greater if
these passwords are left as defaults.
The following passwords are
analyzed:
Application service
DSO user (if DSO is licensed)
DSO target (if DSO is licensed)
Mid tier (if the mid tier is
licensed)
Plug-in server
Plug-in target
Set these passwords using
options on the Connection
Settings tab of the AR System
Administration: Server
Information form.
!= operator Warning When a qualification uses the !=
operator (for example, 'Status'
!= "Closed"), the database is
likely to perform a full table scan.
Rewrite the qualification
without the != operator. When
possible, use the less than
operator (<) or greater than
operator (>) instead.
Active link will fire
multiple times for
same operation
Warning Active link is executed on more
than one of the following:
Window Open
Window Loaded
Display
After Submit
The same active link might execute
multiple times for the same
operation. This can impair
performance.
Evaluate all such active links and
see if different active links can be
created for each Execute On
condition.
Bad field references Warning A display-only field has been used
in a query. Display-only fields do
not have any associated columns in
the corresponding database table.
Their data is not persistent. Use of
these fields in queries will cause a
run-time error.
Avoid using display-only fields
in queries to avoid failure during
run time. Even without an error,
using a display-only field in a
query is not recommended
because there is no
corresponding persistent data
for these fields.
Else actions cannot
be run Warning The workflow never runs these Else
actions because it does not have a
Run If qualification.
Specify a Run If condition, or
remove the Else actions.
Table 8-2: Analyzer messages (Sheet 5 of 10)
Message Severity Description Solution

Chapter 8 Using Analyzer to find problems in your applications 201
Analyzer rules and messages
Empty qualification Warning No qualification is specified for an
operation that queries the database.
Empty queries typically cause a
scan of the entire table.
The exception is when an empty
qualification is used in a Push
Fields action and the If No Records
Match option is set to Create New
Request. In this situation, the server
does not look up the table.
Avoid using empty
qualifications. Try to use a query
that would always evaluate to
true.
Explicit server
reference Warning An explicit reference to a server by
its name might fail when the
workflow is moved to another
server.
If the server referenced is the one
running the workflow, use the
form of the workflow that
references it implicitly to make
your application portable.
If a different server is referenced,
update the name if you move the
workflow.
Field is not
appropriate for
indexing
Warning Fields defined in the index list do
not exist or those fields are no
longer to appropriate for indexing.
For example, a character field's size
is 50, and the field is indexed. Then,
the field's size is changed to
unlimited. Unlimited fields cannot
be indexed
Remove the field from the index
list.
Field used in
arithmetic expression Warning For queries where the field is used
in an arithmetic expression (for
example, if A is an integer field, and
the following query is used: 'A' *
3 < 20), indexes or queries cannot
be optimized effectively because
the expression must be evaluated
for each row in the table and then
evaluated against the other part of
the query.
Avoid queries that use fields in
arithmetic expressions. To
improve the query (used: 'A' *
3 < 20), the expression can be
changed to 'A' < (20/3).
Then, an index and
optimizations can be used
because 20/3 is evaluated
separately and based on its
value. The correct rows then can
be fetched from the database
table.
Field(s) not indexed Warning Fields are not indexed. For
example, you have a qualification
such as 'A' = "John", and field A
is not indexed.
Review the index list and the
fields in the query list to
determine the number of times
the field is used in queries.
Determine if it makes sense to
index field A.
Invalid access point
references Warning The form or call guide action is part
of an application, and that form or
action is not declared as an access
point in that application.
Declare the form or call guide
action as an access point in the
application to which the form
belongs.
Table 8-2: Analyzer messages (Sheet 6 of 10)
Message Severity Description Solution

202 Workflow Objects Guide
BMC Remedy Action Request System 7.6.04
Large background
image used for form Warning Using large background images can
significantly affect the performance
of the application.
Avoid using large images as
background images for forms.
Use smaller background images.
Large image used for
field Warning Using large images for field can
significantly affect performance by
slowing down the downloading
process.
Use smaller images for fields.
LIKE match string
starts with a wildcard Warning When the match string of a LIKE
operator in a qualification starts
with a wildcard character (for
example, 'A' LIKE "%John"), the
database cannot use any index or
any optimizations and will perform
a full table scan.
Rewrite the qualification
without the wildcard character
at the beginning of the search
string.
LIKE operator is
followed by a
wildcard character
Warning If you use the LIKE operator and a
wildcard at the beginning of the
string, the database will not use an
index, and the database will not be
able to use optimizations.
Additionally, the database might
perform a complete table scan.
Examples include 'A' LIKE
"%John" and 'A' LIKE
"_John".
Avoid such queries where
possible.
Long character field
used in query Warning Indexes cannot be created on long
character fields (fields greater than
255 characters). For long character
fields, AR System uses a different
table and maintains a link with the
actual table for the form. Using
these long fields can lead to
considerable performance
problems.
Avoid using long character
fields in queries.
No shell control
specified for active
link Run Process
actions
Warning Applies to UNIX servers only. You
can specify shell control for running
active link processes
Set this option in the Advanced
tab on the AR System
Administration: Server
Information form.
No specific directory
specified for active
link Run Process
actions
Warning A potential security problem exists
if the directory from which
processes can be run from active
links is not secure.
Specify a value for Active Link
Run Process Directory on the
Advanced tab of AR System
Administration: Server
Information form.
Table 8-2: Analyzer messages (Sheet 7 of 10)
Message Severity Description Solution

Chapter 8 Using Analyzer to find problems in your applications 203
Analyzer rules and messages
No subquery of an
AND qualification
uses an index
Warning If the query involves an AND
operator, at least one subquery
must include an indexed field to
make the query efficient.
In the following example, neither
subquery uses an index:
'A' = "John" AND 'B' LIKE
"%Smith"
Field A is not indexed, and field B is
indexed, but the wildcard character
with the LIKE operator forces a
table scan.
Make sure that subqueries favor
index usage.
NOT operator Warning When a qualification uses the NOT
operator (for example,
NOT('Status' = "Closed")),
the database is likely to perform a
full table scan.
Rewrite the qualification
without the NOT operator.
One of the
subqueries of an OR
qualification does not
use any index
Warning If the query includes an OR
operator, all parts of the subqueries
must have a field that is indexed to
make the query efficient.
For example:
'A' = "John" OR 'B' LIKE
"%Smith"
Field A and field B are indexed. 'A'
= "John" can use the index, but
'B' LIKE "%Smith" cannot use
an index because of the wildcard
character with the LIKE operator.
Make sure that subqueries favor
index usage.
Referenced fields do
not exist Warning Referenced fields do not exist. Remove the cross-reference.
Run Macro action
used in active link Warning Run Macro actions work only in
BMC Remedy User and are not
supported in browsers. When
deployed in a browser, these
actions do not function properly.
Use an active link action that is
compatible with browsers.
Table 8-2: Analyzer messages (Sheet 8 of 10)
Message Severity Description Solution

204 Workflow Objects Guide
BMC Remedy Action Request System 7.6.04
The bounding box is
too small to fit the
data box and label
box.
OR
The [height|width]
of the [data|label]
box is too small to fit
the field’s
[data|label].
Warning The bounding box does not allow
the entire field to appear. For
example, a selection field contains
two radio buttons. If five radio
buttons are added but the bounding
box is not made larger, the
bounding box is too small to
display all of the radio buttons.
Note: BMC Remedy Developer
Studio does not allow this, so the
problem occurs only if a field is
changed programmatically.
Resize the field so that the entire
field appears.
Unused active link Warning The active link cannot be run. Add an execution option to the
active link, or include it in a
guide.
Unused filter Warning The filter cannot be run. Add an execution option to the
filter, or include it in a guide.
Usage of != operator Warning The != operator causes the
database to perform a complete
table scan. For example, 'Status'
!= "Closed".
Avoid using != operator. Use >
or < where possible. For
example, replace the previous
example with
'Status' < "Closed".
Usage of NOT
operator. Warning Using the NOT operator usually
causes the database to perform a
complete table scan. For example,
NOT ('Status' = "Closed").
Avoid using the NOT operator.
No field found in
subquery Warning (for
Oracle
databases)
Informational
(for all other
databases)
For example, you have a
qualification such as 1 = 0.
Depending on the database used,
this could lead to a table scan.
For Oracle databases, this is a level
2 result. The Oracle database does
not evaluate queries that do not
involve fields in memory, but
performs a table scan instead.
Apply the solution for an Empty
Qualification result, if possible.
For all other databases, this is a
level 3 result for any other database.
Other databases evaluate such
expressions in memory instead of
doing a table scan.
Evaluate your query and see if a
field can be used in the query
and produce the same result.
Table 8-2: Analyzer messages (Sheet 9 of 10)
Message Severity Description Solution

Chapter 8 Using Analyzer to find problems in your applications 205
Analyzer rules and messages
Length of field is
greater than 255 Warning for
all databases
(except Oracle)
Informational
for Oracle
database
For all databases, except Oracle, this
is a level 2 result. The AR System
server handles fields with lengths
greater than 255 differently, and
this can impair performance.
For Oracle databases (where the
character field length limit is 4000),
this is a level 3 result for character
fields with lengths between 255 and
4000.
Unless absolutely necessary,
avoid using long character fields
in queries.
$fieldID$ is used in a
$PROCESS$ or Run
Process command
Warning
Information
A $PROCESS$ or Run Process
command uses $fieldID$ as the
entire command (for example,
$fieldID$)
A $PROCESS$ or Run Process
command uses $fieldID$ as an
argument (for example,
ABCprocess.exe $fieldID$)
Make sure that the $PROCESS$
or Run Process command is
valid.
Table 8-2: Analyzer messages (Sheet 10 of 10)
Message Severity Description Solution

206 Workflow Objects Guide
BMC Remedy Action Request System 7.6.04
Analyzing server objects
Run the Analyzer wizard to analyze server objects. In the wizard, you select the
objects to analyze and the rules to apply.
The Analyzer uses object relationships that the AR System server records. For the
Analyzer to be available, you must enable the relationships feature.
To enable the relationships feature so that the Analyzer is available
1In a browser or BMC Remedy User, open the AR System Administration Console,
and click System > General > Server Information.
The AR System Administration: Server Information form appears.
2Click the Configuration tab.
3Select the Record Object Relationship check box.
4Click Apply.
5Restart the server.
For more information, see the Configuration Guide, “Server Information—
Configuration tab,” page 128.
To analyze server objects
1Start the wizard:
To analyze the object in an application or working list, right-click its item in the
AR System Navigator and choose Analyze.
To analyze a collection of objects, select them in an object list, right-click, and
choose Analyze.
To open the Analyze Objects wizard with no objects selected, click the Analyze
Objects button in the BMC Remedy Developer Studio toolbar. In this case, you
choose the server on which to analyze objects in the first page of the wizard.
The Analyze Objects wizard displays the Select Objects page, shown in Figure 8-1.

Chapter 8 Using Analyzer to find problems in your applications 207
Analyzing server objects
Figure 8-1: Analyze Objects wizard—Select Objects
2To add objects, click the Add button and select them in the Add Items dialog box.
3To remove objects, select them and click Remove, or click Remove All.
4To determine which related objects are included in the analysis, select objects and
click one of the following buttons:
Object Only
Directly Related
Content
All Related
You can also click the Related column in the list and choose a setting.
For descriptions of the options, see the Form and Application Objects Guide,
“Exporting object definitions, views, and applications,” page 560.
5Click Next to display the Select Rules page, shown in Figure 8-2.

208 Workflow Objects Guide
BMC Remedy Action Request System 7.6.04
Figure 8-2: Analyze Objects wizard—Select Rules
6Select the rules to apply to the selected objects.
7Click Finish.
As BMC Remedy Developer Studio analyzes the objects, it displays the state of
analysis in the status bar and in the Progress tab.
When the analysis is complete, BMC Remedy Developer Studio displays the
results in the Analyzer View tab.

Chapter 8 Using Analyzer to find problems in your applications 209
Working with the Analyzer View tab
Working with the Analyzer View tab
The Analyzer View tab reports the results of the analysis, as shown in Figure 8-3.
Figure 8-3: Analyzer View tab
The Analyzer View tab includes the following columns:
Message—The text and details of the messages. The text is listed in Table 8-2 on
page 196.
The messages can be listed individually or grouped by message severity or any
of the columns. By default, the messages are grouped by related form name. In
Figure 8-3, some of the groups are expanded to show the individual messages.
Some of the messages can be expanded further to show details of the potential
problem.
Rules—The rules that defines the potential problems, as listed in Table 8-1 on
page 194.
Object type—The types of the objects.
Name—The names of the objects where the Analyzer found the potential
problems.
Related Form Name—The forms associated with the objects where the Analyzer
found the potential problems.
Ignore—The results that are ignored. When you select results to ignore, the
settings are stored on the AR System Ignored Analyzer Results form. For
information about how to ignore results, see “To ignore results” on page 211.
Analyze Objects Again
Link with Editor
View menu
Show All Results

210 Workflow Objects Guide
BMC Remedy Action Request System 7.6.04
To group the results
From the View menu ( ) on the Analyzer View tab, choose an option from the
Group By menu:
Message
Object Type
Name
Related Form
Severity
Result Summary
None
Field In Query
NOTE
The Field in Query option appears only if you selected Inefficient Queries in the
Analyzer wizard. If you choose Field in Query, the Message column lists the
objects that contain fields with inefficient queries. Click the plus sign next to the
object to drill down and learn how the fields are used inefficiently in queries.
To display a description of the potential problem
Right-click the message line and choose Description.
The Description dialog box displays the message description and solution as listed
in Table 8-2 on page 196. Use the up and down arrow keys to view the descriptions
of other messages.
To display details about the location of the potential problem
Click the plus sign before the message in the Messages column to display the
values of attributes of the message.
To edit the form or workflow object
Double-click the message line in the Analyzer View tab.
The object editor opens. If a field, workflow action, or Run If qualification is the
subject of the message, it is selected in the editor.
To analyze the same objects with the same rules
Click the Analyze Objects Again button ( ) on the Analyzer View tab.
To analyze an object automatically when you save it
Click the Link With Editor button ( ) on the Analyzer View tab.
When Link With Editor is selected, each time you save an object in an editor, the
Analyzer analyzes that object only using all the rules and displays the resulting
messages.

Chapter 8 Using Analyzer to find problems in your applications 211
Launching the Analyzer from a command line
To ignore results
1Select one or more rows that contain the results or object types that you want to
ignore.
2Right-click and choose Ignore.
3In the Confirm dialog box that appears, select the appropriate option:
Skip Selected Result Only
Skip All Results of Selected Types
4Click OK.
The settings are stored on the AR System Ignored Analyzer Results form.
For information about how to restore results that are ignored, see “To restore
results that are ignored.”
To restore results that are ignored
1Click the Show All Results button ( ) on the Analyzer View tab.
Results that are ignored appear, and a check mark appears in the Ignore column to
indicate that the results are to be ignored.
2Select the results that you no longer want to ignore.
3Right-click and choose Ignore.
4In the Confirm dialog box, click Yes.
Launching the Analyzer from a command line
The installation directory for BMC Remedy Developer Studio contains an
analyzer.bat file, which allows you to run the Analyzer from a command line.
When the analyzer.bat file is run, you receive a report in CSV format.
To run the Analyzer from a command line
1Create a backup copy of the Analyzer.bat file in the ARSystemInstallDir/
DeveloperStudio folder.
2Add the appropriate options to the command line in Analyzer.bat, for example:
analyzer -x "computer1" -u "Demo" -f "Sample%%"
For a list of available options, see “Options for Analyzer from a command line.”
3At the command line, run the batch file.
For examples, see “Examples of the Analyzer command” on page 213.

212 Workflow Objects Guide
BMC Remedy Action Request System 7.6.04
Options for Analyzer from a command line
Table 8-3: Options for Analyzer from a command line
Option Parameter Description
-u user Required login parameter that identifies the user account.
-p password Optional login parameter that identifies the user account. If
the user account has no password, omit the -p option.
-x serverName Required login parameter that specifies the server to log in to.
-w authenticator The name of an external authentication string or Windows
domain. This is related to the Login window’s Authentication
field, which is discussed in the Configuration Guide, “Setting
up an authentication alias,” page 76.
-portnum TCPPortNumber Used to log in when the portmapper is turned off.
-o CSVFilePath CSV file path for analyzer results.
-excludeIgnoredResults Results marked as Ignored should not be included in the
report.
-a activeLinkName Analyze the specified active link.
-A Analyze all active links.
-f formName Analyze the specified form.
-F Analyze all forms.
-n applicationName Analyze the specified application.
-N Analyze all applications.
-q escalationName Analyze the specified escalation.
-Q Analyze all escalations.
-t filterName Analyze the specified filter.
-T Analyze all filters.
-r relatedType Include related object for analysis. Valid options are:
none (default)
directly
all
content
-modifiedAfter date Analyze objects that are modified after date.
Use the M/d/yy h:mm format. Time details are optional.
-modifiedBefore date Analyze objects that are modified before date.
When you use with -modifiedAfter with
-modifiedBefore, you can analyze modified objects
between two dates.
Use the M/d/yy h:mm format. Time details are optional.

Chapter 8 Using Analyzer to find problems in your applications 213
Launching the Analyzer from a command line
You can use the following percent (%) wildcard when specifying names for the -
a, -f, -n, -q, and -t options.
%string analyzes objects with a name ending with string.
string% analyzes objects with a name beginning with string.
%string% matches string anywhere in object name.
For example, TMS% analyzes all active links with a name beginning with TMS.
Examples of the Analyzer command
In the following example, the Demo user analyzes all of the filters on the
vmw23prem95 server, and the results are entered in the filter.csv file.
C:\Program Files\BMC Software\ARSystem\DeveloperStudio>analyzer
-x "vmw23prem95" -portnum 2044 -u "Demo" -p "" -T
-o "D:\csv\filter.csv"
INFO: Analyzer started: Tue Jul 07 13:13:22 GMT+05:30 2009)
Jul 7, 2009 2:13:27 PM
com.bmc.arsys.studio.analyzer.core.AnalyzerApplication
printResultCount
INFO: Analyzed 544 objects
1 Errors, 148 Warnings, 594 Infos
Jul 7, 2009 2:13:27 PM
com.bmc.arsys.studio.analyzer.core.AnalyzerApplication start
INFO: Analyzer completed: Tue Jul 07 18:13:27 GMT+05:30 2009)
In the following example, the Demo user analyzes the R_Like form with the
directly related option, and the results are entered in the like.csv file.
C:\Program Files\BMC Software\ARSystem\DeveloperStudio>analyzer
-x "premq617" -u "Demo" -p "" -f "R_Like" -r "Directly"
-o "D:\csv\like.csv"
INFO: Analyzer started: Tue Jul 07 14:08:11 GMT+05:30 2009)
Jul 7, 2009 2:08:14 PM
com.bmc.arsys.studio.analyzer.core.AnalyzerApplication
printResultCount
INFO: Analyzed 4 objects
0 Errors, 14 Warnings, 6 Infos
Jul 7, 2009 2:08:14 PM
com.bmc.arsys.studio.analyzer.core.AnalyzerApplication start
INFO: Analyzer completed: Tue Jul 07 14:08:14 GMT+05:30 2009)

214 Workflow Objects Guide
BMC Remedy Action Request System 7.6.04
In the following example, the Demo user analyzes the forms that start with R, are
modified after June 1, 2009 but before July 1, 2009. The results are entered in the
wildcard_date.csv file.
C:\Program Files\BMC Software\ARSystem\DeveloperStudio>analyzer
-x "premq617" -u "Demo" -p "" -f "R%" -modifiedAfter "6/1/09"
-modifiedBefore "7/1/09" -o "D:\csv\wildcard_date.csv"
INFO: Analyzer started: Tue Jul 07 14:13:22 GMT+05:30 2009)
Jul 7, 2009 2:13:27 PM
com.bmc.arsys.studio.analyzer.core.AnalyzerApplication
printResultCount
INFO: Analyzed 20 objects
0 Errors, 14 Warnings, 94 Infos
Jul 7, 2009 2:13:27 PM
com.bmc.arsys.studio.analyzer.core.AnalyzerApplication start
INFO: Analyzer completed: Tue Jul 07 14:13:27 GMT+05:30 2009)
In the following example, the Demo user ignores the results that were specified
to be ignored in the Analyzer in BMC Remedy Developer Studio. (See “To
ignore results” on page 211.) The results are entered in the a3.csv file.
C:\Program Files\BMC Software\ARSystem\DeveloperStudio>analyzer
-x "premq617" -u "Demo" -p "" -f "a%" -o "D:\csv\a3.csv"
-excludeIgnoredResults
INFO: Analyzer started: Tue Jul 07 15:50:24 GMT+05:30 2009)
Jul 7, 2009 3:50:26 PM
com.bmc.arsys.studio.analyzer.core.AnalyzerApplication
printResultCount
INFO: Analyzed 11 objects
0 Errors, 4 Warnings, 2 Infos
Jul 7, 2009 3:50:26 PM
com.bmc.arsys.studio.analyzer.core.AnalyzerApplication start
INFO: Analyzer completed: Tue Jul 07 15:50:26 GMT+05:30 2009)

Appendix A Operators, wildcards, keywords, and NULL values 215
Appendix
AOperators, wildcards,
keywords, and NULL values
This section provides descriptions of the operators, wildcards, and keywords that
you can use when defining qualification criteria or building field values. It also
discusses NULL values in fields and how they are used with AR System.
The following topics are provided:
Operators (page 216)
Wildcards (page 220)
Keywords (page 221)
Functions (page 229)
NULL values, relational algebra, and AR System (page 241)

216 Workflow Objects Guide
BMC Remedy Action Request System 7.6.04
Operators
This section describes how each operator is evaluated when you use multiple
operators in a qualification. You can use operators to build logical expressions. For
additional information, see Chapter 3, “Building qualifications and expressions.”
Operator types
The following table lists the operators that you can use when building a
qualification.
Table A-1: Operators (Sheet 1 of 4)
Operator Action
AND (&&) Logical AND of the result of two conditions. (The result is true if both
conditions are true.) For example, 'Status'="New" AND
'Assigned-to'="Andy" finds all new requests assigned to Andy. You
can use the symbol && instead of the word AND.
OR (||) Logical OR of the result of two conditions. (The result is true if either
condition is true.) For example, 'Status'="New" OR 'Assigned
To'="Andy" finds all new requests and all requests assigned to Andy
(no matter what their status). You can use the symbol || (two vertical
lines) instead of the word OR.
NOT (!) Negates the condition that follows. (If the condition is false, the result is
true.) For example, NOT 'Status'="New" finds all requests that are not
new. You can use the symbol ! instead of the word NOT.
LIKE Performs a pattern search using wildcard characters, including %, -,
[ ], [-], and [^]. For example, 'Submitter' LIKE "Bob%ton"
finds all requests with a submitter name that begins with the letters
“Bob” and ends with the letters “ton”—such as Bob Compton and Bobby
Fenton. See “Wildcards” on page 183.
The LIKE operator applies to character and diary fields only.
LIKE with comma separators can be used as the accrue operator in full
text searches. For more information about full text search, see the
Configuration Guide, “Using full text search,” page 295.
Note: Some databases do not support all the possible wildcard matching
characters. To determine whether there are restrictions on the wildcard
characters that you can use in SQL queries, check your database
documentation.

Appendix A Operators, wildcards, keywords, and NULL values 217
Operators
EXTERNAL() Enables all or part of a qualification to come from a field on the form.
Used in qualifications for active link or filter Run If conditions, Push
Fields or Set Fields actions, table field properties, and Search type menu
definitions. EXTERNAL() is not used in escalations and flashboard
variable qualifications.
Enter a character field name or field ID into the EXTERNAL() operator,
for example, EXTERNAL($field_name$) or EXTERNAL('50').
EXTERNAL() evaluates to True when:
The field specified contains an expression that evaluates to True.
The field is empty.
The field does not exist or is not a character field.
You can also concatenate expressions. For example:
EXTERNAL($field_name$) AND 'Submitter' != $NULL$
If the qualification in a field called by EXTERNAL() includes keywords,
you must add an escape character (\) to the keywords. This prevents the
keywords from expanding before being used in the qualification.
For example, if you have a table field with a qualification of
EXTERNAL($Qualify Field$)
and Qualify Field is a character field with a value of
('Create Date' < $TIMESTAMP$) AND ('Login Name' =
$USER$)
the table field does not produce the expected results when refreshed.
Instead, the keywords expand, producing a qualification such as
('Create Date' < 05/22/02 11:00:34 AM) AND ('Login
Name’ = Demo)
This is an invalid query because the date/time and character values are
not enclosed in quotation marks. To prevent the keywords from
expanding, write the qualification like this:
('Create Date' < $\TIMESTAMP$) AND ('Login Name' =
$\USER$)
In forms viewed in the web client, if EXTERNAL() references a field that
contains a qualification such as $Date 1$ <= 'Date 2', you must add
double quotation marks around $Date 1$:
"$Date 1$" <= 'Date 2'
If EXTERNAL() references a field whose value is set by a Set Fields or
Push Fields action, use four double quotation marks to create a single
double quotation mark. For example, to set the field’s value to
'Create Date'>="10\31\05" AND 'OtherField'="Hello"
set it as follows in the Set Fields or Push Fields action:
"'Create Date'>=" + """" + "10\31\05" + """"+ " AND
'OtherField'=" + """"+ "Hello" + """"
Note: In BMC Remedy User, the EXTERNAL operator reads date and time
string from the server's time. In the web client, the EXTERNAL operator
reads the date and time string from client's time zone.
For more information, see “Double quotation marks” on page 55.
Table A-1: Operators (Sheet 2 of 4)
Operator Action

218 Workflow Objects Guide
BMC Remedy Action Request System 7.6.04
+Adds two integer, real, or decimal values.
Adds an integer, real, or decimal interval to a time value. (Real and
decimal values are truncated to an integer value.)
Concatenates two character strings.
For example, 'Create Date'>$DATE$+28800 finds all requests
created after 8:00 a.m. today (where 28800 is the number of seconds in 8
hours).
-Performs any of the following calculations:
Subtracts two integer, real, or decimal values.
Subtracts two time values (resulting in an integer).
Subtracts an integer, real, or decimal interval from a time value. (Real
and decimal values are truncated to an integer value.)
For example, 'Create Date'>$DATE$-604800 finds all requests
created within the last seven days (where 604800 is the number of
seconds in one week).
*Multiplies two integer, real, or decimal values. For example,
'Quantity'*'Price'>50 finds all requests where the contents of the
Quantity field multiplied by the contents of the Price field is more than
50.
/Divides two integer, real, or decimal values. For example,
'Yearly Expenses'/12>8000 finds all requests where the average
monthly expense is greater than $8,000.
%Supplies the modulo of two integer values (the remainder of a division
of the values). For example, 'Group ID'%2=1 finds all requests with an
odd number in their Group ID field.
Note: Use the modulo operator only with integer fields. If you use this
operator with fields that have other data types, such as Date/Time, an
error occurs.
<Matches contents that are less than the value. For example,
'Create Date'<($TIMESTAMP$-86400) finds all requests created
more than 24 hours ago (where 86400 is the number of seconds in 24
hours).
>Matches contents that are greater than the value. For example,
'Create Date'>"10/31/05 00:00:00" finds all requests created
after midnight on October 31, 2005.
!= Matches contents that are not equal to the value. For example,
'Status'!="Closed" finds all requests that are not closed.
Note: If possible, avoid using the != operator when building
qualifications. For more information, see “Creating efficient
qualifications” on page 56.
On Sybase databases, you cannot use the != operator against unlimited
character fields where the database input length equals 0.
Table A-1: Operators (Sheet 3 of 4)
Operator Action

Appendix A Operators, wildcards, keywords, and NULL values 219
Operators
Operator precedence
When you use multiple operators to construct qualification criteria, they are
evaluated in the following order:
1( )
2NOT (!) - (unary minus; an operator that takes only one operand; for example, -
2.5)
3* / %
4+ -
5< <= > >= = != LIKE
6AND (&&)
7OR (||)
Operators of the same precedence are performed left to right.
You can use parentheses in an expression to override operator precedence.
AR System evaluates expressions inside parentheses first before evaluating those
outside.
<= Matches contents that are less than or equal to the value. For example,
'Salary'<=10000 finds all requests with contents of the Salary field
less than or equal to 10000.
>= Matches contents that are greater than or equal to the value. For example,
'Create Date'>="10/31/05" finds all requests created on or after
October 31, 2005.
=Matches contents that are exactly equal to the value. For example,
'Status'=0 finds all requests with a status value equal to the first
selection value.
Table A-1: Operators (Sheet 4 of 4)
Operator Action

220 Workflow Objects Guide
BMC Remedy Action Request System 7.6.04
Wildcards
The following table lists the wildcards that you can use with the LIKE operator in
qualifications.
Wildcard symbols are interpreted as wildcards only when used with the LIKE
operator; otherwise, they are interpreted literally.
To use percent (%), underscore (_), or open bracket ([) characters as literal text in a
LIKE operation:
Microsoft SQL Server and Sybase—Enclose the character in brackets. For
example, [_] matches only the _ character, not any single character.
Informix—Insert a backslash before the character. For example, \% matches the
% character, not any string of 0 or more characters.
NOTE
On Oracle, you cannot use the LIKE operator to search for literal percent (%) or
underscore (_) characters.
Table A-2: Wildcards
Wildcard Description Supported database
%Matches any string of 0 or more characters.
Example: J%son matches Jackson, Johnson, Jason, and Json.
To include leading and trailing characters, you must use the % symbol.
For example, to match Jill Bobbington, Bobby Fenton, Bob Compton,
and Bob Stone in the Submitter field, enter:
'Submitter' LIKE "%Bob%ton%"
Informix®
Oracle
Microsoft SQL Server
_(Underscore character) Matches any single character.
Example: B_b matches Bab, Bob, and Bub.
Microsoft SQL Server
Sybase
[ ] Matches any single character within a specified set.
Example: [abcf] matches the characters a, b, c, and f.
Note: The close bracket (]) functions as a wildcard only when it is
accompanied by an open bracket ([).
Microsoft SQL Server
[-] Matches any single character within a specified range.
Example: [a-f] matches the characters a, b, c, d, e, and f.
Note: The hyphen functions as a wildcard character only when preceded
by an open bracket ([ or [^).
Microsoft SQL Server
[^] Matches any single character not within the specified set or range.
Example: [^abcf] matches all characters except a, b, c, and f.
[^a-f] matches all characters except the characters a, b, c, d, e, and f.
Microsoft SQL Server

Appendix A Operators, wildcards, keywords, and NULL values 221
Keywords
Validating wildcard pattern matching
When checking input fields for valid characters, the best practices is to check the
field for anything other than what is acceptable. For example, the following is the
list of acceptable input characters, so if any other character is entered an error
message should be sent to the user.
A to Z in UPPER or lower case
Numbers from 0 to 9
Special characters _ (underscore) and - (dash)
The recommended way to set this up is to create an Active Link to generate an
error message that informs the user than an invalid character was detected in the
string for the field.
The Active Link would fire on Submit, Modify, and Lose Focus actions for the
character field being used. For this example the character field is called ‘Input’. The
Run If qualification would be:
'Input' LIKE "%[^a-zA-Z0-9_-]%"
The If Action would contain a Message action (Type: Error).
NOTE
If you need to use the bracket characters ( ‘[‘ or ‘]’ ), you must follow the standard
regular expression rules and use and escape character (‘\’) because brackets are
used to define the syntax. For example, you would use ‘\]’ in order to use the close
bracket character.
Keywords
The following table lists the keywords that you can use when building a
qualification.
Table A-3: Keywords (Sheet 1 of 8)
Keyword Value
$ALT_KEY$ To verify if the Alt key is pressed.
The value is set to 1 when the Alt key is pressed while starting
the workflow from a control field, a double-click or return on
a table field.
Any other value represents that the Alt key is not pressed.
$APPLICATION$ The name (not label) of the currently running application. On
the web client, this keyword is set to NULL when the form is
opened from a URL that does not include the application’s
name. In BMC Remedy User, this keyword is set to NULL
when the form is opened outside of an application.
This keyword is NULL on the server.

222 Workflow Objects Guide
BMC Remedy Action Request System 7.6.04
$BROWSER$ The browser (Internet Explorer or other) being used in the
current session. If the browser is anything other than Internet
Explorer, Netscape is returned.
For BMC Remedy User, an empty string ("") is returned.
This keyword is NULL on the server.
$CLIENT_TYPE$ The client type of the API program. When used in workflow,
this keyword resolves to a number that corresponds to BMC
Remedy User, BMC Remedy Developer Studio, DSO, and so
on.
The number representations of the different client types are in
the ar.h file, which is located in
ARServerInstallDir\ARServer\api\include. For
example, if you use $CLIENT_TYPE$ in a Run If qualification
for an active link, you can cause the active link to execute only
for a mid tier client (for example, $CLIENT_TYPE$ = 9).
$CTRL_KEY$ To verify if the Ctrl key is pressed.
The value is set to 1 when the Ctrl key is pressed while
starting the workflow from a control field, a double-click or
return on a table field.
Any other value represents that the Ctrl key is not pressed.
$CURRENTWINID$ Window ID that uniquely identifies the current window in
the client environment. This is the same ID used to send
events to this window. The format and length of window IDs
are not constrained. The value returned from
$CURRENTWINID$ should be saved into a display-only
character field with a database length of zero (unlimited
length).
$CURRENTWINID$ is not the window with focus, but the
window ID of the window in which the active link is running.
This keyword is NULL on the server.
$DATABASE$ The type of database used on the current server. This keyword
is especially useful for workflow that is dependent on the
database environment.
Table A-3: Keywords (Sheet 2 of 8)
Keyword Value

Appendix A Operators, wildcards, keywords, and NULL values 223
Keywords
$DATE$ For date/time fields, this keyword evaluates to the current
date, and the time defaults to midnight. Anything stored in a
date/time field is stored as the number of seconds since UNIX
epoch time, which includes the date and time.
Note: When using $DATE$ in a search on a Date/Time field,
you can add or subtract date/time by using a value that is
based on seconds. For example:
dateTimeField > $DATE$ - 86400
(86400 is the number of seconds in 24 hours.)
For Date fields, this keyword evaluates to the current date.
For Time fields, this keyword evaluates to 12:00:00 AM.
Note: The $DATE$ keyword is not expanded when default
values are set. This allows the value to be set to the date the
form is submitted rather than the date the form is opened.
Consequently, the literal keyword is displayed in the field
before the request is submitted.
$DEFAULT$ The default value for the field, if any.
$DRAGSRCFIELDID$ An integer representing the ID of the field from which a drag
operation started.
Use this keyword in workflow to reference the source field
immediately after a drag operation has started. This keyword
is useful with the Application-Copy-Field-Value
command. For more information, see “Process commands”
on page 261.
$DROPTGTFIELDID$ An integer representing the ID of the field on which a drop
operation occurred.
$ERRNO$ The number of the first error on the stack. Defined only
during filter error handler execution.
$ERRMSG$ The error message for the first error on the stack. Defined only
during filter error handler execution.
$ERRAPPENDMSG$ The appended message for the first error on the error stack, if
any. Defined only during filter error handler execution.
$EVENTDATA$ The value that identifies the data of the event.
This keyword is NULL on the server.
$EVENTSRCWINID$ Window ID that uniquely identifies the event source window
in the client environment. The value returned from
$EVENTSRCWINID$ should be saved into a display-only
character field with a database length of zero (unlimited
length).
This keyword is NULL on the server.
Table A-3: Keywords (Sheet 3 of 8)
Keyword Value

224 Workflow Objects Guide
BMC Remedy Action Request System 7.6.04
$EVENTTYPE$ The value that identifies the type of the event. The value
returned from $EVENTTYPE$ should be saved into a display-
only character field with a database length of zero (unlimited
length).
This keyword is NULL on the server.
$FIELDHELP$ The help text in the Help Text tab of the Field Properties
window.
Web applications do not support the $FIELDHELP$
keyword; it returns NULL.
This keyword is NULL on the server.
$FIELDID$ The ID of the field that currently has focus in the client.
Returns NULL if the FIELDHELP keyword is not
implemented.
$FIELDLABEL$ The label of the field that currently has focus in the client.
$FIELDNAME$ The name of the field that currently has focus in the client.
$FILTER_ERRNO$ An error-handling keyword that was replaced by $ERRNO$,
but remains for backward compatibility purposes.
$FILTER_ERRMSG$ An error-handling keyword that was replaced by $ERRMSG$,
but remains for backward compatibility purposes.
$FILTER_
ERRAPPENDMSG$ An error-handling keyword that was replaced by
$ERRAPPENDMSG$, but remains for backward compatibility
purposes.
$GROUPIDS$ Returns the list of the group IDs of which the current user is a
member.
If there are no groups, the value is NULL. If there are groups,
the value is a string displayed in the following format:
;groupID;groupID;groupID;
$GROUPS$ Returns the list of the groups of which the current user is a
member.
$GUIDE$ The name of the currently running guide. (The name is
$NULL$ if no guide is running.) This keyword is useful for
determining if an active link or filter is executing as a part of
normal workflow or in a guide.
$GUIDETEXT$ The text that is entered under the Help tab of a guide
definition.
Web applications do not support the $GUIDETEXT$
keyword; it returns NULL.
This keyword is NULL on the server.
Table A-3: Keywords (Sheet 4 of 8)
Keyword Value

Appendix A Operators, wildcards, keywords, and NULL values 225
Keywords
$HARDWARE$ The hardware on which the process is running. This is the
name each hardware vendor has given their hardware:
On UNIX platforms, the name returned by the uname -m
command (for example, sun4c).
On PC platforms, the processor type (for example, PC i486).
You can use this keyword to build filters, escalations, and
active links that execute only if the process is running on an
appropriate platform.
Web applications do not support the $HARDWARE$ keyword;
it returns NULL.
$HOMEURL$ The mid tier translates $HOMEURL$ to the base URL of the
current page. BMC Remedy User translates $HOMEURL$ to
the default web path specified on the AR System
Administration: Server Information form.
The $HOMEURL$ keyword enables you to use the relative path
to the application resources when creating workflow. For
example, in the Set Fields action, you can enter the following
text for the Set Value for the View Field:
$HOMEURL$/Resources/test.html
The URL is resolved at the runtime and loads a different file
without changing the Set Fields action.
$INBULKTRANSACTION$ Indicates if the current execution is within a bulk transaction.
The values returned are:
0 = False
1 = True
The keyword always expands to a value of 0 on AR System
clients.
$LASTCOUNT$ The number of requests returned from the most recent search.
You can use this keyword with any search, including one run
from the search window, a Set Fields operation, a macro, a
table refresh, and so on.
Note: The $LASTCOUNT$ keyword is not expanded when
default values are set. This allows the value to be set when
the form is submitted rather than when the form is opened.
Consequently, the literal keyword is displayed in the field
before the request is submitted.
$LASTID$ Upon a successful submit, the keyword contains the Request
ID of the most recently created request during the user’s login
environment.
Note: The $LASTID$ keyword is not expanded when default
values are set. This allows the value to be set when the form
is submitted rather than when the form is opened.
Consequently, the literal keyword is displayed in the field
before the request is submitted.
Table A-3: Keywords (Sheet 5 of 8)
Keyword Value

226 Workflow Objects Guide
BMC Remedy Action Request System 7.6.04
$LASTOPENEDWINID$ Sent Event keyword that resolves to the ID of the window that
was last opened. Every window that is opened, including
children, is saved as the last opened window. The value of this
keyword is in effect until another window is opened.
The format and length of window IDs are not constrained.
The value returned from $LASTOPENEDWINID$ should be
saved into a character field with a database length of zero
(unlimited length).
This keyword is NULL on the server.
$LOCALE$ The language and country code for the specified locale, in the
format language_countryCode.
To view a list of the language and county codes, open a form
in BMC Remedy Developer Studio. In the Properties tab, click
in the Locale property. Locales appear in the Value list for the
property.
$NULL$ A null value (no value).
$OPERATION$ The current operation.
$OS$ The operating system of the computer on which a process is
running. You can use this keyword to build workflow that
executes conditionally, based on the current operating
system.
Web applications do not support the $OS$ keyword; it
returns NULL.
$ROLES$ For a deployable application, returns the list of roles that map
to groups to which the current user belongs.
$ROWCHANGED$ Evaluates the state of a row in a table field:
0 = Loaded/unchanged.
1 = Modified.
2 = New.
3 = Deleted. The row is hidden from users but visible to
workflow.
Values 2 and 3 are returned only by AR System 7.6.02 or later.
This keyword is valid only in the context of a table loop guide.
$ROWSELECTED$ Evaluates if a row in a table field is selected:
0 = Not selected
1 = Secondary selection
2 = Primary selection
This keyword is valid only in the context of a table loop guide.
Note: The $ROWSELECTED$ keyword is not expanded when
default values are set. This allows the value to be set when
the form is submitted rather than when the form is opened.
Consequently, the literal keyword is displayed in the field
before the request is submitted.
$SCHEMA$ The name of the current form.
Table A-3: Keywords (Sheet 6 of 8)
Keyword Value

Appendix A Operators, wildcards, keywords, and NULL values 227
Keywords
$SCHEMA_ALIAS$ The singular alias used for a form. This is the form’s active
alias, which comes from one of the request aliases of the active
view (VUI).
$SERVER$ The name of the current AR System server.
$SERVERTIMESTAMP$ For Date/Time fields, the current date and time on the server.
For Time fields, the current time on the server.
For Date fields, the current date on the server.
Note: The $SERVERTIMESTAMP$ keyword is not expanded
when default values are set. This allows the value to be set
to the date and time (on the server) the form is submitted
rather than the date and time the form is opened.
Consequently, the literal keyword is displayed in the field
before the request is submitted.
$SHIFT_KEY$ To verify if the Shift key is pressed.
The value is set to 1 when the Shift key is pressed while
starting the workflow from a control field, a double-click or
return on a table field.
Any other value represents that the Shift key is not pressed.
$TCPPORT$ The TCP/IP port of the local AR System server. This keyword
is an integer data type.
Web applications do not support the $TCPPORT$ keyword; it
returns NULL.
$TIME$ For Date/Time fields, the current time (date defaults to
current day). Anything stored in a date/time field is stored as
the number of seconds since UNIX epoch time, which
includes the date and time.
For Time fields, the current time.
For Date fields, the number of seconds since 12:00:00 a.m.,
which is converted to a date value.
Note: The $TIME$ keyword is not expanded when default
values are set. This allows the value to be set to the time the
form is submitted rather than the time the form is opened.
Consequently, the literal keyword is displayed in the field
before the request is submitted.
$TIMESTAMP$ For Date/Time fields, the current date and time.
For Time fields, the current time.
For Date fields, the current date.
Note: The $TIMESTAMP$ keyword is not expanded when
default values are set. This allows the value to be set when
the form is submitted rather than when the form is opened.
Consequently, the literal keyword is displayed in the field
before the request is submitted.
$USER$ The current user login.
Table A-3: Keywords (Sheet 7 of 8)
Keyword Value

228 Workflow Objects Guide
BMC Remedy Action Request System 7.6.04
You can use the $OPERATION$ keyword in qualifications to determine whether the
filter or active link should execute on the current operation. For example, the
qualification $OPERATION$="SET" causes the filter or active link to execute when a
request is modified but not when a request appears in display mode. You can also
use this keyword to capture audit information. For example, setting a field to the
value:
"Filter X executed on operation "+$OPERATION$
tells you whether a filter executed during a submit operation (CREATE returned) or
a modify operation (SET returned).
$VERSION$ The software version running on the client (active links) or
server (filters and escalations). This keyword includes any
applicable patch number.
$VUI$ The label of the form view displayed in the active window.
This keyword is NULL on the server.
$VUI_TYPE$ The view’s platform (such as web or Windows). When used in
workflow, this keyword is the platform value of the active
form view. For filters and escalations, this keyword resolves
to an empty string. This keyword is similar to $VUI$ except
that its value is the VUI type of the active view.
The values for this keyword are NONE, WINDOWS,
WEB(RELATIVE), WEB(FIXED), WIRELESS. The number
representations of the different view platforms are in the
ar.h file.
$WEEKDAY$ The current day of the week as a character string.
Note: The $WEEKDAY$ keyword is not expanded when default
values are set. This allows the value to be set to the day of
the week the form is submitted rather than the day of the
week the form is opened.
Table A-4: $OPERATION$ values (Sheet 1 of 2)
$OPERATION$
value
Description Filter
execution
conditions
Form mode
CREATE Set when creating a request. Submit New
DELETE Set when deleting a request. Delete
DIALOG Set when opening a form as a dialog box. Dialog
GET Set when retrieving a request for display. Get Display
MERGE Set when merging requests. Merge
QUERY Set when searching for requests. Search
Table A-3: Keywords (Sheet 8 of 8)
Keyword Value

Appendix A Operators, wildcards, keywords, and NULL values 229
Functions
Functions
Table A-5 describes functions that you can use to specify field values in the
following workflow actions:
Open Window
Push Fields
Service
Set Fields
All functions listed in Table A-5 work with active links, filters, and escalations,
with the following exceptions:
The Hover, Listget, Listsize, Mapget, and Template functions work only in
active links.
The Encrypt and Decrypt functions work only in filters and escalations.
SET Set when modifying a request. Modify Modify
SET ALL Set when a Push Fields action that is
configured to modify all matching requests
modifies a request.
Modify Modify All
Table A-4: $OPERATION$ values (Sheet 2 of 2)
$OPERATION$
value
Description Filter
execution
conditions
Form mode
Table A-5: Functions (Sheet 1 of 12)
Function Arguments Return Description
AR_FUNCTION_
DROPPEDROWINDEX (field ID) int For a row on which a drop event occurs on a list
view, tree view, or cell-based table field, returns the
1-based row index of the row for the most recent
drop operation.
AR_FUNCTION_
DROPPEDCOLUMNINDEX (field ID) int For a column on a drop event occurs on a list view,
tree view, or cell-based table field, returns the
1-based column index of the column for the most
recent drop operation.

230 Workflow Objects Guide
BMC Remedy Action Request System 7.6.04
COLAVG (column) any
(matches
column)
For a given column on a list view, tree view, or
results list table field, returns the average of all
non-NULL row values as a real type.
Exceptions:
For char columns, converts the column values to
numeric and averages the numeric values.
If the column type is currency, the average of the
currency value is calculated, and the currency
type is ignored.
If the column type is enum (radio button or
selection), the average of the enum ID is
calculated.
COLAVG ignores date/time, date, and time
columns; and returns a NULL value.
COLCOUNT (column) or (table) int For a list view, tree view, or results list table field,
returns the total number of rows.
For a column field, returns the total number of non-
NULL rows in a given column.
COLMAX (column) any
(matches
column)
For a given column on a list view, tree view, or
results list table field, returns the maximum value
of the row values.
COLMIN (column) any
(matches
column)
For a given column on a list view, tree view, or
results list table field, returns the minimum value
of the row values.
COLSUM (column) any
(matches
column)
For a given column on a list view, tree view, or
results list table field, returns the sum of all values
as a real type.
Exceptions:
For char columns, converts the column values to
numeric and sums up the numeric values.
If the column type is currency, the sum of the
currency value is calculated, and the currency
type is ignored.
If the column type is enum (radio button or
selection), the sum of the enum ID is calculated.
COLSUM ignores date/time, date, and time
columns; and returns a NULL value.
Table A-5: Functions (Sheet 2 of 12)
Function Arguments Return Description

Appendix A Operators, wildcards, keywords, and NULL values 231
Functions
CURRCONVERT (currency, type,
timestamp) For a given currency, converts currency to a
different type according to new date, and
recalculates the functional currency values.
Use syntax such as:
CURRCONVERT($currencyField$,
$currencyField2$.TYPE$, $TIMESTAMP$)
Use other values for the type and timestamp, such
as a character field and a date field. For example:
CURRCONVERT($currencyField$,
$characterField$, $dateField$)
For information about data conversion rules for
currency fields, see the Form and Application
Objects Guide, “Workflow considerations,”
page 374.
CURRSETDATE (currency,
timestamp) For a given currency, sets a new date of currency
and recalculates the functional currency values.
Use syntax such as:
CURRSETDATE($currencyField$,
$TIMESTAMP$)
Use other values for the timestamp, such as a date
field or integer. For example:
CURRSETDATE($currencyField$,
1026779689)
For information about data conversion rules for
currency fields, see the Form and Application
Objects Guide, “Workflow considerations,”
page 374.
CURRSETTYPE (currency, type) For a given currency, sets new type of currency and
recalculates the functional currency values.
Use syntax such as:
CURRSETTYPE($currencyField$,
$currencyField2$.TYPE$)
Use other values for the type, such as a character
field. For example:
CURRSETTYPE($currencyField$,
$characterField$)
For information about data conversion rules for
currency fields, see the Form and Application
Objects Guide, “Workflow considerations,”
page 374.
Table A-5: Functions (Sheet 3 of 12)
Function Arguments Return Description

232 Workflow Objects Guide
BMC Remedy Action Request System 7.6.04
CURRSETVALUE (currency, value) For a given currency, sets new value of currency
and recalculates the functional currency values.
Use syntax such as:
CURRSETVALUE($currencyField$,
$currencyField2$.VALUE$)
Use another field to set the currency value, such as
a decimal field. For example:
CURRSETVALUE($currencyField$,
$decimalField$)
For information about data conversion rules for
currency fields, see the Form and Application
Objects Guide, “Workflow considerations,”
page 374.
DATE (timestamp) char For a given date, returns the date portion of the
time stamp.
DATEADD (datepart, number,
date) date Adds a specified number of days, weeks, months,
or years to the date and returns the new date.
Specify datepart using one of the following
quoted values:
Year—"year", "yy", or "yyyy"
Month—"month", "mm", or "m"
Day—"day", "dd", or "md"
Week—"week", "wk", or "ww"
The date parameter is the date value to add to.
For example, to add 10 weeks to the 05/20/02 date,
enter:
DATEADD("ww", 10, "05/20/08")
DATEDIFF (datepart,
startdate, enddate) int Depending on the value of datepart (day or
week), returns the number of days or weeks
between the start date and the end date.
Specify datepart using one of the following
quoted values:
Day—"day", "dd", or "md"
Week—"week", "wk", or "ww"
For example, to find the number of days between
date1 and date2, enter:
DATEDIFF("dd", $date1$, $date2$)
Table A-5: Functions (Sheet 4 of 12)
Function Arguments Return Description

Appendix A Operators, wildcards, keywords, and NULL values 233
Functions
DATENAME (datepart, date) char Depending on the value of datepart (month or
weekday), returns the name of the month or the
name of the day of the week corresponding to
date.
Specify datepart using one of the following
quoted values:
Month—"month", "mm", or "m"
Weekday—"weekday" or "wd"
For example, to find the weekday for December 31,
2007, enter:
DATENAME("wd", "12/31/07")
DATENUM (datepart, date) int Depending on the value of datepart (year,
month, week, day, or weekday), returns the
numeric value of the year (4 digits), month (1 to 12),
week (1 to 52), day (1 to 31), or weekday
(1=Sunday, 2=Monday, and so on). Specify
datepart using one of the following quoted
values:
Year—"year", "yy", or "yyyy"
Month—"month", "mm", or "m"
Day—"day", "dd", or "md"
Week—"week", "wk", or "ww"
Weekday—"weekday" or "wd"
For example, DATENUM("mm", "12/31/
07")returns 12.
DAY (timestamp) int Returns the day of the time stamp (1 to 31).
DECRYPT (cyphertext, key) Used in Set Fields filter actions only. Returns the
unencrypted text value of the encrypted text
(cyphertext), using the encryption key (key). The
return value is smaller than the size of the
encrypted string. When decrypting, you must use
the same key that you used when encrypting.
For example, to decrypt the string in Field1 using
the key my_key, enter:
DECRYPT($Field1$, "my_key")
To decrypt a string using a key in KeyField, enter:
DECRYPT("stringToDecrypt",
$KeyField$)
Note: Use this function with character fields only.
See information about the Encrypted String field
in Appendix B, “Reserved fields,” of the Form and
Application Objects Guide.
Table A-5: Functions (Sheet 5 of 12)
Function Arguments Return Description

234 Workflow Objects Guide
BMC Remedy Action Request System 7.6.04
ENCRYPT (plaintext, key) Used in Set Fields filter actions only. Returns the
encrypted value of a text string (plaintext), using
the encryption key (key). The return value is larger
than the size of the unencrypted string.
For example, to encrypt the string in Field1 using
the key my_key, enter:
ENCRYPT($Field1$, "my_key")
To encrypt a string using a key in KeyField, enter:
ENCRYPT("wordToEncrypt", $KeyField$)
Note: Use this function with character fields only.
See information about the Encrypted String field
in Appendix B, “Reserved fields,” of the Form and
Application Objects Guide.
HOUR (timestamp) int Returns the hour of the time stamp (0 to 23).
HOVER (column) char For a column in a list view, tree view, a results list
table field, or a cell-based table, the string value of
the column in the row being hovered over is
returned.
For a table itself, the row number of the hovered
over row is returned.
For a given attachment pool, a string value
containing the file name (if any) of the hovered
attachment is returned.
For example, to get the HOVER value for a table
column with ID 536880913, enter:
HOVER(536880913)
Note: When the field being referenced for the
HOVER function is not being hovered over, an
empty string is returned.
This function should be used in conjunction with
an On Hover active link execution option.
LEFT (char,int) char For single-byte languages. Returns the left-most
bytes of the first parameter (char) up to the number
of bytes indicated by the second parameter (int).
For example, to set the value of a field to the first
ten bytes of the Submitter name, enter:
LEFT($Submitter$,10)
LEFTC (char,int) char For single-byte or multi-byte languages. Returns
the left-most characters of the first parameter (char)
up to the number of characters indicated by the
second parameter (int).
For example, to set the value of a field to the first
ten characters of the Submitter name, enter:
LEFTC($Submitter$,10)
Table A-5: Functions (Sheet 6 of 12)
Function Arguments Return Description

Appendix A Operators, wildcards, keywords, and NULL values 235
Functions
LENGTH (char) int For single-byte languages. Returns the number of
bytes in the string (char) in BMC Remedy User, or
returns the number of characters in the string (char)
in browsers.
Note: When a length (int) is located in the middle of
double-byte characters, the length is treated as
(length -1).
LENGTHC (char) int For single-byte or multi-byte languages. Returns
the number of characters in the string (char).
LISTGET (fieldid, index) string Returns the value from the list that is maintained
by a character field, at the indicated position.
If the range of the index is not between 1 and
LISTSIZE(), this function returns NULL.
For example, if character field 1234 contains the
value abc;def;ghi;jkl, calling
LISTGET(1234,2) returns the value def.
LISTSIZE (fieldid) int Returns the number of entries in a list or map that
is maintained by a character field. If the value is
NULL, the function returns 0.
For example, if character field 1234 contains the
value abc;def;ghi;jkl, calling
LISTSIZE(1234) returns the value 4.
LOWER (char) char Returns all characters in the string (char) as
lowercase characters.
Note: No conversion is performed to double-byte
characters.
LPAD (char,int,char) char For single-byte languages. Returns the value that
results from padding the first parameter (char) to
the left with the value of the third parameter (char)
so that the resulting value is the length (in bytes) of
the second parameter (int) or the length of the
original string, whichever is longer.
For example, if you want the results of a Set Fields
operation to be a 15-byte value with the prefix
LEAD, followed by zeros, and ending in the
contents of the integer field Call #, enter:
LPAD($Call #$,15,"LEAD00000000000").
If the Call # field contains the number 947, the
result of the Set Fields action is
LEAD00000000947.
Table A-5: Functions (Sheet 7 of 12)
Function Arguments Return Description

236 Workflow Objects Guide
BMC Remedy Action Request System 7.6.04
LPADC (char,int,char) char For single-byte or multi-byte languages. Returns
the value that results from padding the first
parameter (char) to the left with the value of the
third parameter (char) so that the resulting value is
the length (in characters) of the second parameter
(int) or the length of the original string, whichever
is longer.
For example, if you want the results of a Set Fields
operation to be a 15-character value with the prefix
LEAD, followed by zeros, and ending in the
contents of the integer field Call #, enter:
LPADC($Call #$,15,"LEAD00000000000").
If the Call # field contains the number 947, the
result of the Set Fields action is
LEAD00000000947.
LTRIM (char) char Returns the value of (char) after deleting any blank
spaces and tabs to the left.
MAPGET (fieldid, key) int, string Returns a value from a map that is present within a
character field. If the key does not have a value, this
function returns NULL.
For example, if character field 1234 contains the
value type=4;Name=""John
Smith"";operation=""="";status=Open,
calling MAPGET(1234,"Name") returns the value
John Smith.
Note: You can use double-quotes to escape the
value containing spaces or delimiters.
MAX (any,any[,any]...) any
(matches
input)
Returns the maximum value of the set specified.
The data type of all values must match for the
result to be meaningful.
For example, to check the current time and the
escalation time, and return the greater (latest) value
of the two, enter:
MAX ($Escalate Date$, $TIMESTAMP$).
MAX returns $NULL$ only if all arguments in the
function evaluate to $NULL$.
Table A-5: Functions (Sheet 8 of 12)
Function Arguments Return Description

Appendix A Operators, wildcards, keywords, and NULL values 237
Functions
MIN (any,any[,any]...) any
(matches
input)
Returns the minimum value of the specified set.
The data type of all values must match for the
result to be meaningful.
For example, to check the current time and the
escalation time, and return the lower (earliest)
value of the two, enter:
MIN ($Escalate Date$, $TIMESTAMP$).
If any argument evaluates to $NULL$, the
argument is not considered in the evaluation of the
function. For example, if MyField is empty (has a
value of $NULL$), but the field HasValue has a
value of 10, then MIN($MyField$,
$HasValue$) returns 10.
MIN returns $NULL$ only if all arguments in the
function evaluate to $NULL$.
MINUTE (timestamp) int Returns the minute of the time stamp (0 to 59).
MONTH (timestamp) int Returns the month of the time stamp (1 to 12).
REPLACE (char,char,char) char Returns the value that results from replacing any
occurrences of the second parameter (char) found
in the first parameter (char) with the contents of the
third parameter (char).
For example, to replace the name Bob with the
name Robert, enter:
REPLACE ($Submitter$, "Bob",
"Robert").
To replace all occurrences of the double-quote
character (") within a character string with another
character, for example, replacing any instance of a
double quote with the name Robert, enter:
REPLACE ($Submitter$, """",
"Robert").
As a result, anywhere a double quote is found in
the Submitter field, the double quote is replaced
with the name Robert.
RIGHT (char,int) char For single-byte languages. Returns the right-most
bytes of the first parameter (char) up to the number
of bytes indicated by the second parameter (int).
For example, to set the value of a field to the last
four bytes of an account code, enter:
RIGHT($Account#$,4).
Table A-5: Functions (Sheet 9 of 12)
Function Arguments Return Description

238 Workflow Objects Guide
BMC Remedy Action Request System 7.6.04
RIGHTC (char,int) char For single-byte or multi-byte languages. Returns
the right-most characters of the first parameter
(char) up to the number of characters indicated by
the second parameter (int).
For example, to set the value of a field to the last
four characters of an account code, enter:
RIGHTC($Account#$,4).
ROUND (real), (decimal), or
(currency) int or
currency Returns the rounded value of a real number or a
complex data type.
For a decimal value, for example, 5.1 to 5.4 are
rounded to 5, and 5.5 to 5.9 are rounded to 6.
For a currency value, for example, 5.01 USD
through 5.49 USD are rounded to 5.00 USD, and
5.50 USD through 5.99 USD are rounded to 6.00
USD.
RPAD (char,int,char) char For single-byte languages. Returns the value that
results from padding the first parameter (char) on
the right with the value of the third parameter
(char) so that the resulting value is the length (in
bytes) of the second parameter (int) or the length of
the original string, whichever is longer.
For example, enter
RPAD($Submitter$,20," ") to add blank
spaces after a submitter’s name to make the entry
20 bytes long.
RPADC (char,int,char) char For single-byte or multi-byte languages. Returns
the value that results from padding the first
parameter (char) on the right with the value of the
third parameter (char) so that the resulting value is
the length (in characters) of the second parameter
(int) or the length of the original string, whichever
is longer.
For example, enter
RPADC($Submitter$,20," ") to add blank
spaces after a submitter's name to make the entry
20 characters long.
RTRIM (char) char Returns the value of (char) after deleting any blank
spaces and tabs to the right.
SECOND (timestamp) int Returns the seconds from the time stamp (0 to 59).
SELECTEDROWCOUNT (tableId) int For tree view tables, it returns the number of leaf
nodes represented by the selected node. If a node
does not contain a leaf node, this function
returns 1.
For list view tables, it returns the number of
selected rows.
For cell-based tables, it returns the number of
selected cells.
Table A-5: Functions (Sheet 10 of 12)
Function Arguments Return Description

Appendix A Operators, wildcards, keywords, and NULL values 239
Functions
STRIPHTML (field ID) char Removes all formatting and image information
from the contents of a rich-text-formatted field. The
function returns a plain text string.
See the Form and Application Objects Guide, “Adding
rich-text-formatting capabilities to a character
field,” page 186.
STRSTR (char,char) int For single-byte languages. Returns the position (in
bytes) of the second parameter (char) if it is found
in the first parameter (char). If the second string is
not found, returns a -1.
This function is zero-indexed (that is, numbering of
bytes begins at 0).
STRSTRC (char,char) int For single-byte or multi-byte languages. Returns
the position (in characters) of the second parameter
(char) if it is found in the first parameter (char). If
the second string is not found, returns a -1.
This function is zero-indexed (that is, numbering of
characters begins at 0).
SUBSTR (char,int [, int]) char For single-byte languages. Returns the substring of
bytes in the first parameter (char) starting at the
position (in bytes) indicated by the second
parameter (int) and continuing to the position
indicated by the third parameter (int). The string is
zero-indexed (that is, numbering of bytes begins at
0).
If the third parameter is not included, the function
returns bytes to the end of the string. If the third
parameter is less than the second parameter, the
function returns a NULL value.
For example, to set the value of a field to six bytes
of the Location field, skipping a three-byte prefix,
enter:
SUBSTR($Location$, 3, 8).
Table A-5: Functions (Sheet 11 of 12)
Function Arguments Return Description

240 Workflow Objects Guide
BMC Remedy Action Request System 7.6.04
SUBSTRC (char,int [, int]) char For single-byte or multi-byte languages. Returns
the substring of characters in the first parameter
(char) starting at the position (in characters)
indicated by the second parameter (int) and
continuing to the position indicated by the third
parameter (int). The string is zero-indexed (that is,
numbering of characters begins at 0). If the third
parameter is not included, the function returns
characters to the end of the string. If the third
parameter is less than the second parameter, the
function returns a NULL value.
For example, to set the value of a field to six
characters of the Location field, skipping a three-
character prefix, enter:
SUBSTRC($Location$, 3, 8).
TEMPLATE (char,char,char,...) char Returns a string from the specified template
formatted with values substituted for template
parameters. The first parameter is the template
name. The template parameters and their values
follow in pairs.
For example:
TEMPLATE("Simple Template", "First
Name", $Short Description$, "Last
Name", $Submitter$, "City",
"Sunnyvale")
TIME (timestamp) char Returns the time portion of the time stamp.
TRUNC (real), (decimal), or
(currency) int or
currency Returns the truncated value of a real number or a
complex data type.
For a decimal value, for example, 5.1 through 5.9
are truncated to 5.
For a currency value, for example, 5.01 USD
through 5.99 USD are truncated to 5.00 USD.
UPPER (char) char Returns all characters in the string (char) as
uppercase characters.
Note: No conversion is performed to double-byte
characters.
WEEKDAY (timestamp) int Returns the weekday of the time stamp (1 to 7,
where 1=Sunday and 7=Saturday).
YEAR (timestamp) int Returns the year portion of the time stamp.
Table A-5: Functions (Sheet 12 of 12)
Function Arguments Return Description

Appendix A Operators, wildcards, keywords, and NULL values 241
NULL values, relational algebra, and AR System
NULL values, relational algebra, and
AR System
This section explains how NULL values are used and interpreted within relational
algebra qualifications, and discusses some special interpretations and overrides
used within AR System.
About the NULL value
The NULL value is a special value that is different from any valid value for any data
type. It is a legal value in any data type, and is used to represent missing or
inapplicable information. Another way of thinking about NULL is as no value or the
lack of information about the value.
Relational algebra and qualifications involving NULL
All searching in the database uses the SQL language, which is based on the
concepts of relational algebra. The following example illustrates how these
concepts apply to the NULL value.
Suppose there is a form with a selection field called Field X, which allows two
possible states: Yes or No. The form contains 20 records of which Field X is set to
Yes for 7 of them, No for 8 of them, and NULL for 5 of them. When you search for
the records, you receive the following results:
Search for all tickets (without any conditions) results in 20 records returned.
Search for all tickets where 'Field X' = NULL results in 5 records returned.
Search for all tickets where 'Field X' = "Yes" results in 7 records returned.
Search for all tickets where 'Field X' = "No" results in 8 records returned.
If you now search for all tickets where 'Field X' != "Yes", you might expect to
receive 13 records returned (8 records where the field is No and 5 where it is NULL)
but you receive only 8 records. This is correct behavior according to the rules of
relational algebra. NULL is NULL; that is, it has no value. You must explicitly look for
NULL values as they are not implicitly included in queries that search for values.
Relational algebra does not follow Boolean logic, where conditions are either true
or false. Instead, every condition evaluates as one of TRUE, FALSE, or UNKNOWN. This
is called three valued logic. The result of a comparison is UNKNOWN if either value
being compared is the NULL value. Rows satisfy a search condition if the result of
the condition is TRUE. Rows for which the condition is UNKNOWN do not satisfy the
search condition.
The only way to find a row with a NULL value for a field in a search is to explicitly
search for whether the field has a NULL value. Testing for NULL is the only case that
a NULL value matches. So, in the example, to find all entries that are not Yes or are
NULL, the qualification is
'Field X' != "Yes" OR 'Field X' = NULL

242 Workflow Objects Guide
BMC Remedy Action Request System 7.6.04
These criteria find the 13 records in the example data set.
Any comparison other than equal to and not equal to results in a value of UNKNOWN.
In AND operations, at least one item is NOT TRUE, so the qualification does not
succeed. In OR operations, this clause with NULL is UNKNOWN, so the qualification
depends on the result of the other clauses. If all clauses evaluate to UNKNOWN, the
qualification fails as a qualification.
If a NULL value is involved in an arithmetic operation, the result of the operation is
NULL. In other words, any time a NULL value is involved, the entire operation
becomes NULL.
As an example for this functionality, look at the following qualification
('Field A' = 5) OR ('Field B' > 'Field C' + 37)
If Field C has a NULL value, the second clause evaluates to UNKNOWN. Since the
operation is an OR, the result of the qualification depends on whether Field A is
set to 5 (success) or not (failure).
An alternative to using NULL is to have a value or state that represents unknown.
Then, you always assign the value of Yes, No, or Unknown. Filters can be used to
assign Unknown if the field is NULL. Then, the field always has a value and you do
not have the issue about working with a NULL value.
NULL values and AR System
In qualifications, a NULL value follows all the characteristics of relational algebra as
defined in the previous section. Since search operations are passed directly to the
database and they base their searches on relational algebra, this means AR System
is based on relational algebra.
However, you are in full control of value assignment and the use of values within
workflow. In these cases, you do not follow the strict rules about NULL handling.
This allows the system to return a result more in line with what is expected. For
example, if you wanted to perform a Set Fields operation where you assigned a
Name field by concatenating the First Name, Middle Initial, and Last Name field,
you might make an assignment like this:
'Name' = $First Name$ + $Middle Initial$ + $Last Name$
If processing used strict relational algebra, and the Middle Initial was NULL, the
name assigned is be NULL. According to relational algebra, a NULL value within an
operation causes the result of the operation to be NULL.
Instead, AR System treats a NULL value within workflow actions (other than
queries) as follows:
Character, Diary, Timestamp, Selection—An empty string
Integer, Real, Decimal—A value of 0
In the example, the name is assigned the First and Last name without middle
initial.
By treating a NULL value as an empty value rather than as UNKNOWN in a true
relational algebra sense, the result is what is expected instead of a NULL value.

Appendix B Additional ways to use the Set Fields action 243
Appendix
BAdditional ways to use the Set
Fields action
In addition to the basic instructions described in “Set Fields action” on page 129,
this section discusses various ways you can use the Set Fields active link action to
assign a value in a field.
The following topics are provided:
Assigning values through SQL statements (page 244)
Assigning values by issuing requests to a Filter API Plug-In service (page 249)
Assigning values using function results (page 251)
Assigning values from process results (page 253)
Assigning values by using arithmetic operations (page 255)
For information about assigning values from a DDE request, see the Integration
Guide, “Using active links with DDE,” page 290.

244 Workflow Objects Guide
BMC Remedy Action Request System 7.6.04
Assigning values through SQL statements
In addition to setting field values based on AR System data, you can retrieve data
from other sources by submitting SQL queries for use within AR System
workflow. Much like issuing a search to get data from another form, you can issue
an SQL statement to retrieve data from any relational database table. This feature
enables you to select data from databases other than AR System databases, which
is useful for integrating AR System with external data sources.
NOTE
You can also use vendor forms to access external data, which could reduce the risk
of exposing your application to any issues with the other source. For information
about accessing external data using vendor forms, see the Integration Guide,
“Vendor forms,” page 183.
The ability to submit SQL statements enables you to issue complex queries to the
database. This is useful if you want to use database features specific to a particular
database platform.
The SQL statement you use to set a field value in the Set Fields action has a
different result than the Direct SQL action (see “Direct SQL action” on page 83). In
the Set Fields action, you use SQL to search the database for information and then
use the returned values to set fields. With the Direct SQL action, the SQL command
is not expected to return a value.
To run more than one SQL command, use stored procedures or functions or any
other extension supported by your database. A stored procedure with a Set Fields
action executes all its commands but does not return a value.
For the most effective use of SQL statements, you must have a general
understanding of relational databases and a specific understanding of the
relational database underlying your AR System.
WARNING
Because AR System passes SQL commands to the database without checking the
syntax, all commands are submitted to the database. Make sure all submitted
commands achieve the needed result. Your SQL commands should comply with
ANSI SQL standards, so that single quotes are reserved for strings, and double
quotes are reserved for use with database object names only.
To assign a value by submitting an SQL command
1From the Server Name list, make one of the following selections:
For active links, select the server that contains the value that you want to
retrieve.
For filters and escalations, select the current server.
2From the Data Source list, select SQL.
3In the SQL Query field, enter the SQL command to issue to the database.

Appendix B Additional ways to use the Set Fields action 245
Assigning values through SQL statements
For example, you can enter an SQL statement with a command to display three
columns of data from a table and sort the data in ascending order based on the first
column:
SELECT BUG_ID, FIRST_NAME, TECHNCN FROM CUSTMR_INFO
ORDER BY 1 ASC
Figure B-1: SQL statement with SELECT command in SQL Query field
You can enter a command by typing it, or by entering a qualification in the
Expression editor. When you type a command, you can use Ctrl+S to display a
completion menu for SQL syntax, and $ to display a completion menu for fields
and keywords.
If you are not sure which fields to reference, you can build an SQL statement in the
Expression Editor. Entering qualifications in the Expression Editor.
Figure B-2: Using the Expression Editor to enter a qualification
NOTE
Enter only one SQL command for each Set Fields action. Do not end the SQL
command with run or go.
You can click
the menu
button to
insert field
values.

246 Workflow Objects Guide
BMC Remedy Action Request System 7.6.04
Use the SQL Query field menu button to insert field values or keywords in the SQL
statement using the Expression Editor. As shown in the following example, fields
and keywords must be enclosed in dollar signs to indicate that the server should
expand these values before issuing the command:
SELECT BUG_ID, FIRST_NAME, TECHNCN FROM CUSTMR_INFO WHERE
colName = '$field$'
You might have to insert single quotation marks manually around the parameter,
depending on the content of the expanded value and the context in which you are
using it. For example:
If colName is a character field in the CUSTMR_INFO table, you must add single
quotation marks around $field$ so that the database interprets the expanded
field value as a character string.
If colName is a numeric field, using the single quotation marks results in an SQL
syntax error.
You also get an SQL syntax error if you omit the quotation marks but field
contains character data.
NOTE
AR System does not verify the validity of your SQL command. The syntax you use
must be recognized by the underlying SQL database on which AR System is
running.
4From the If No Requests Match list, select a handling option to control how the
system responds when the SQL command returns no matches.
For more information about the options in this step, see “Set Fields action” on
page 129.
5From the If Multiple Requests Match list, select a handling option to control how
the system responds when the SQL command returns multiple matches.
For more information about the options in this step, see step 7 in “To use the
SERVER data source” on page 132.
6From the Name list, select the field that you are setting with this action.
Figure B-3: Selecting field being set

Appendix B Additional ways to use the Set Fields action 247
Assigning values through SQL statements
7From the Value list, select SQL Result Column, and then select $n$.
The $n$ variable represents the number of a column in the SQL result table
constructed from the results of the SQL command. When the active link, filter, or
escalation executes:
aThe SQL command is issued to the database.
bThe results of the SQL command are used to construct an SQL result table.
cThe value from column 1 of the SQL result table is loaded into the field that
contains a $1$, the value from column 2 of the SQL result table is loaded into the
field that contains a $2$, and so on.
If an SQL command includes three columns, use a $n$ variable as high as 3. If
you specify a $n$ variable that is greater than the number of columns in the SQL
command, a NULL value is returned. If you use an asterisk in an SQL command,
for example SELECT * FROM CUSTMR_INFO, the menu lets you select an $n$
variable as high as 10. However, if you know that 15 values are returned,
entering $14$ works. Because the first column in the form table is used to set the
field that contains $1$ (and so on), you must know the order of the form
columns to load the correct data into the correct field.
Figure B-1 on page 245 shows an example of values assigned to fields. If you enter
the same $n$ variables (that is, $1$ in the Long Description field, $2$ in the
Short Description field, and $3$ in the Work Around field) and the SQL command
shown in Figure B-1, the returned results create an SQL result table that looks like
the following figure.
Figure B-4: Results returned from SQL command
Because this action also specifies that multiple matches should display a selection
list, a selection list of available SQL result table entries appears when the active link
executes.
If you select the second selection list entry, the contents of BUG_ID are loaded into
the Long Description field ($1$), the contents of FIRST_NAME are loaded into the
Short Description field ($2$), and so on, as shown in the following figure.
12 3
BUG_ID FIRST_NAME TECHNCN
5000 Mary Zan
5001 John Fran
5002 Mark Tran
SELECT BUG_ID, FIRST_NAME, TECHNCN FROM CUSTMR_INF
O

248 Workflow Objects Guide
BMC Remedy Action Request System 7.6.04
Figure B-5: How database columns are inserted into fields
Entering a $4$ variable value without an actual fourth column in the SQL
command inserts a NULL value into the field.
Performing the SQL operation
Observe the following general rules for using SQL commands:
You need not use every value that is returned from the SQL command. If you do
not use any values from the SQL command, the Set Fields action acts like the
default selection CURRENT SCREEN (active links) or CURRENT
TRANSACTION (filters or escalation), and the system removes your SQL query.
You can use the same value in more than one field.
You can issue only one SQL command per action. You cannot enter two
commands separated by a semicolon and have both commands run. To run a set
of commands, create separate actions, or create a stored procedure and run that.
However, stored procedures do not return values.
Turn on AR System server SQL logging to debug the SQL syntax if it returns
unexpected values or results. A good debugging strategy is to start an SQL
interpreter (for example, isql for Sybase, SQL*Plus for Oracle, Command
Center for IBM® DB2®, or Microsoft ISQL/w for Microsoft SQL Server) and to
enter the same SQL command directly into the database to verify its validity.
Because there is no error checking on the SQL statement, run the SQL statement
directly against the database (as a test) before you enter it into the SQL
Command field. You can then copy and paste the tested SQL command directly
into the SQL Command field.
If the SQL operation fails, an AR System error message and the underlying
database error message appear.
You can affect database performance by how an SQL query is written. If the row
has many columns, a SELECT * SQL command can have a greater performance
impact than if you select specific columns. For more information, see your
relational database documentation.
FIRST_NAME
Mary
John
Mark
BUG_ID
5000
5001
5002
TECHNCN
Zan
Fran
Tran
SELECT BUG_ID, FIRST_NAME, TECHNCN FROM CUSTMR_INFO
123
12 3
BUG_ID FIRST_NAME TECHNCN
5000 Mary Zan
5001 John Fran
5002 Mark Tran Values from the Fields and
Database Columns Keywords
5001
John
Fran
NULL

Appendix B Additional ways to use the Set Fields action 249
Assigning values by issuing requests to a Filter API Plug-In service
Database security issues
To use SQL commands, familiarize yourself with the features of your underlying
database. All SQL commands are issued by the following users:
For Oracle, Microsoft SQL Server, and Sybase databases, the ARAdmin user (or
the AR System Database User defined during installation).
For Informix databases, the user who controls the arserverd process.
For DB2 databases, the user who installs AR System.
Depending on which database you are using, the data must be accessible to the
user issuing the command. If you are running AR System as one of these users
without permission to access the database, you cannot issue the SQL command.
To access databases other than AR System databases, use the database name as
part of the SQL command syntax, for example, using MS SQL:
DatabaseName.owner.table
getafix.ARAdmin.CUSTMR_INFO
Assigning values by issuing requests to a Filter
API Plug-In service
For filters and escalations, you can pass values from the Set Fields window to a
filter API plug-in service. If the service is running, it processes the request issued
and return the values to the AR System server. These values are then loaded into
the fields.
Before creating a Set Fields action that uses a filter API plug-in, you must create a
filter API plug-in and perform certain configuration steps. For more information,
see the C API Reference, “AR filter API plug-in functions,” page 568.
To assign values by issuing requests to a Filter API Plug-In service
1In the Create Filter window, choose Set Fields from the Add Action context menu.
2From the Server Name list, select the current server for filters and escalations.
3From the Data Source list, select FILTER API.

250 Workflow Objects Guide
BMC Remedy Action Request System 7.6.04
Figure B-6: Filter API request
4In the Plugin Name field, enter the name of a filter API plug-in service.
From the list, you can also select a field that contains a service name. The service
name is passed to the plug-in server. If the plug-in server is running and the service
exists, the request is processed. Otherwise, the Set Fields action fails and an error
is logged.
The Plugin Name list contains all filter API plug-ins that are registered with the
plug-in server. For more information, see the C API Reference, “AR filter API plug-
in functions,” page 568.
5From the Enter Input Values list, enter the values to be passed to the filter API
plug-in.
6After you create a value, click Add to enter it into the Input Value List.
7Repeat steps 5 and 6 for each value you want to add.
8In the Input Value List, make any necessary changes:
Shift the position of a value by clicking the up or down arrows.
Edit a value by clicking it, changing its value, and then clicking Modify.
Change the field type by clicking the description and using the drop-down list
to select a different type, for example, Integer instead of Char.
Remove a row by selecting it and clicking Delete.
These input values are passed to the filter API.
9From the Name list, select the field that you are setting with the filter API data.
10 From the Value list, select Filter API Values, and then select $n$.
The $n$ variable represents the values that are returned by the filter API plug-in
service, where n is the index of the value in the returned value list. The menu list
provides values up to 20, but you can enter any value. The $n$ variables work
much like the values returned by the SQL command, as described in “To assign a
value by submitting an SQL command” on page 244.

Appendix B Additional ways to use the Set Fields action 251
Assigning values using function results
You can combine these values using functions and operations, for example, $4$ +
$3$, that combine the fourth value and the third value of the output value list
returned by the filter API.
NOTE
If you do not specify any filter API output values when you save the filter or
escalation, it is saved as an ordinary Set Fields action. If you specify an invalid $n$
variable—for example, the filter API returns only four values but you specify
$5$—this action is equivalent to assigning a NULL value.
When the filter or escalation executes:
aThe service name and input list value are passed from the AR System server to
the plug-in server.
bThe plug-in server passes the request to the filter API and waits for a response.
cThe filter API processes the request and passes back the values to the plug-in
server.
dThe plug-in server passes the value to the AR System server.
eThe AR System server fills the fields with the output values that were returned
by the filter API.
Assigning values using function results
AR System supports a set of functions that you can use in the Set Fields action. The
functions enable you to manipulate data so that you can control aspects of values
that you are loading into fields. For example, you can use the UPPER function to
convert an ASCII string loaded in a field to uppercase.
To use a function in a Set Fields operation
1Create a Set Fields action as described in “To use the CURRENT SCREEN or
CURRENT TRANSACTION data source” on page 131, but enter information in
the Name and Value fields as follows:
aFrom the Name list, select the field that you are setting with this action.
bFrom the Value list, click Functions to display a list of available functions.
Table A-5 on page 229 describes each function that AR System supports.
2Select the appropriate function.
The function appears in the field with a set of parentheses to its right.

252 Workflow Objects Guide
BMC Remedy Action Request System 7.6.04
3For the selected function, enter the arguments within the parentheses.
Table A-5 on page 229 describes each function that AR System supports.
4Repeat steps 1 through 4 for each field that you want to set with a function.
NOTE
If the value of any of the arguments of a function is NULL, the result of the function
is NULL (the field is empty). To avoid this result, use a qualification that verifies the
operation and includes a value for all arguments. For filters and escalations, if you
use an empty field as a parameter in a function, it is considered a NULL value. The
exception to this rule is the third parameter for the REPLACE function. If the third
parameter is NULL, it is interpreted as an empty string.
Specifying arguments that use a comma as a decimal separator
Specifying arguments that use a comma as a decimal separator (in a German locale,
for example) requires special consideration for the following functions:
LPAD
RPAD
MAX
MIN
SUBSTR
To specify an argument that uses a comma as a decimal separator
1Use a hidden, read-only field, and assign a default value to it.
2Use the appropriate field keywords as arguments.
For example, instead of using SUBSTR($Character Field$, 56, 65) use
SUBSTR($Character Field$, $Integer1$, $Integer2$) where Integer1 and
Integer2 are hidden, read-only fields with default values of 56 and 65 assigned to
them, respectively.
Table A-5 on page 229 lists the functions you can use in a Set Fields action.

Appendix B Additional ways to use the Set Fields action 253
Assigning values from process results
Assigning values from process results
You can set a field to the stdout value that results from running a specified
process. The process used to set the field can be located on one of the following
machines:
The client system (active links only)
The server system on which an AR System server has been installed
WARNIN
G
If the process runs on the server, it uses the permissions of the user who started the
AR System server. If the process runs on the client, it uses the permissions of the
user who started BMC Remedy User. This can have security implications for your
system.
The syntax identifies where the process that you want to run is located.
For active links, you can run a process in the following ways:
On the client computer—To access a process located on the same machine as
the client, use the following syntax:
$PROCESS$ processToRun
On the current AR System server—To run a process on the current AR System
server and set a field in a form that resides on that server, use the following
syntax:
$PROCESS$ @@:processToRun
On any specific AR System server—To run a process located on specific
AR System server and set a field located in a form that resides on the current
AR System server, use the following syntax:
$PROCESS$ @ARSserver:processToRun
where ARSserver is the name of a specific AR System server where the process
runs.
For filters or escalations, the syntax for loading the return of a process is as follows:
$PROCESS$ processToRun
The $PROCESS$ tag indicates that all text that follows is a command line. The
command line can include substitution parameters from the current screen to
enable values to be placed into the command line before it is executed. The
command cannot exceed 4096 bytes after the substitution parameters are
expanded. The actual maximum length is limited by the operating system in use
with AR System. Select substitution parameters (and the $PROCESS$ string) from
the Value list.
For a list of available $PROCESS$ commands, see “Process commands” on
page 261.

254 Workflow Objects Guide
BMC Remedy Action Request System 7.6.04
When the action is executed:
1The specified command line is executed.
2The calling program waits for the process to be completed.
3The program reads and processes all data returned to stdout according to the exit
status code that the process returns.
4If the process returns an exit status code of 0, the returned data is used as the value
for the field.
The data is expected in text format and is converted, as needed, to match the data
type of the target field. If the process returns a code other than 0, it is assumed that
there was an error and the process failed. In this case, the returned value is treated
as the text of an error message and is returned to the user.
If the process is located on a server, activity for that server thread is blocked until
the process is completed or the process interval is exceeded. If the process has
timed out, the server stops its blocking action but does not stop the process.
However, the server ignores any process response after the time-out. You can use
the Timeouts tab of the AR System Administration: Server Information form to
configure the process interval so that the server continues processing other tasks,
even if the requested process response has not been received. For more
information, see the timeouts and configuration information in the Configuration
Guide, “Configuring AR System servers,” page 122.
For active links, when you design an active link that loads field values from a
process that is run on the client, be aware of the hardware platforms and operating
systems that your clients might be using. The process that you are specifying might
not be available on all platforms and operating systems. If your users run the client
tools on more than one type of platform or operating system, you can build a
qualification for the active link by using the $HARDWARE$ and $OS$ keywords to
verify that the client is running on an appropriate platform and operating system
at the time the active link executes. See Chapter 3, “Building qualifications and
expressions,” for more information.
When assigning values from process results, remember the following tips:
Adjust your command syntax appropriately for the platform on which your
server is running and include the explicit path to the command; for example, /
home/jim/bin/command. In a Windows environment, you also must specify the
drive; for example, d:\home\jim\bin\command.bat.
On a Windows server, you can only run a process that runs in a console (such as
a .bat script or runmacro.exe).
In a UNIX environment, the process runs under a Bourne shell.
Use double quotation marks around substituted fields when the values might
contain spaces or other special characters; for example, /bin/cmd "$field$".
Substituted field values that contain hard returns or other special characters can
have unexpected results.

Appendix B Additional ways to use the Set Fields action 255
Assigning values by using arithmetic operations
Assigning values by using arithmetic
operations
You can use arithmetic operations, such as “+” or “-” to compute a value that you
can use in a Set Fields action. The same arithmetic operations allowed for
specifying qualifications are used to build a computed value (see “Operators” on
page 216). The operation must meet all of the rules for arithmetic operations and
produce a result with a type that is compatible with the target field.
NOTE
If you include a process result or DDE result (active links only) in a mathematical
operation, the process definition must not be contained within parentheses and it
must be the last item in the operation because all data after the tag $PROCESS$ or
$DDE$ is considered to be part of the command line or DDE definition.
In some cases, arithmetic operators can also be used for concatenation. Some
examples of valid arithmetic operators are:
$TIMESTAMP$ - $CREATE-DATE$
$FIRST NAME$ + " " + $LAST NAME$
"hostname = " + $PROCESS$ hostname

256 Workflow Objects Guide
BMC Remedy Action Request System 7.6.04

Appendix C Using Run Process and $PROCESS$ commands 257
Appendix
CUsing Run Process and
$PROCESS$ commands
Through the Run Process action or by using the $PROCESS$ keyword in a Set Fields
action, you can initiate separate processes, including both AR System commands
and outside applications. In general, these actions are used to perform operations
in support of your application.
This section describes the AR System commands designed to be run by a Run
Process action or a $PROCESS$ command and the syntax for using them. For more
information see the Integration Guide, “Running external processes (Run Process),”
page 259.
The following topics are provided:
Overview (page 258)
Process command syntax (page 259)
Process commands (page 261)
Sending events to the Data Visualization definitions (page 287)

258 Workflow Objects Guide
BMC Remedy Action Request System 7.6.04
Overview
AR System provides a set of commands that you can use with Run Process actions
and the $PROCESS$ keyword in Set Fields actions. These process commands do not
cause the system to run an external operating system process. Instead, the
AR System server or client recognizes these commands and performs the
operations directly.
“Application” type process commands always run on the AR System server. Other
process commands can run on the client or the AR System server as appropriate to
the action.
When to use a Run Process action or a Set Fields action with
$PROCESS$
Run Process is a workflow action that you can add to active links, filters, or
escalations. $PROCESS$ is a keyword available only in Set Fields actions. To
determine whether you need to use a Run Process action or a Set Fields action with
$PROCESS$, consider these differences:
To capture a result from the process, you must use Set Fields with $PROCESS$.
You can then use the result from the process in subsequent workflow.
Asynchronous versus synchronous operation:
The Run Process action starts an asynchronous process. This means that the
next workflow action is executed immediately, without waiting for results
from the Run Process action. If the Run Process action fails or returns an error,
the remaining workflow still runs.
A Set Fields action with $PROCESS$ is synchronous. In other words, the
workflow waits for the process to complete before initiating the next action.
Filter phasing:
In a filter, the Run Process action is executed in phase 3.
In a filter, a Set Fields action with $PROCESS$ runs in phase 1.
For information about filter phases, see “Filter processing in the AR System
server” on page 177.
NOTE
If necessary, you can use a special filter naming convention to cause a Run Process
action to run in filter phase 1. See “Overriding filter processing phasing” on
page 184.
For more information about using the results from a Set Fields action with
$PROCESS$, see “Assigning values from process results” on page 253.

Appendix C Using Run Process and $PROCESS$ commands 259
Process command syntax
Types of process commands
There are two sets of process commands in AR System. Commands named with
“Application-” are always executed on the AR System server. These are
described in Table C-2 on page 261.
Commands named with “PERFORM-ACTION-”, as well as GET-CHANGE-FLAG, SET-
CHANGE-FLAG, and SET-RO-COLOR are always executed by the workflow engine. If
initiated from an active link, these commands run on the client. If initiated by a
filter or escalation, they run on the server. Some workflow process commands are
specifically designed only for use in active links, some are designed for use in
filters and escalations, and some can be used in any type of workflow. These
process commands are described in Table C-3 on page 271.
Process command syntax
This section describes special syntax considerations for Application commands,
case sensitivity and use of quotation marks, and syntax for certain commands that
include a qualification.
Server syntax for Application commands in an active link
Because Application commands always run on the server, you must use the
following syntax when executing an Application command from an active link:
To run the command on the current server:
@@:processCommand {parameters]
To run the command on a different AR System server:
@serverName:processCommmand [parameters]
To run the process from a Set Fields action with the $PROCESS$ keyword, enter
$PROCESS$ before the command. This indicates that whatever follows is the
process command. For example:
$PROCESS$ @@:processCommand {parameters]
For PERFORM-ACTION commands and other workflow commands, simply enter the
command and its arguments. The workflow engine determines whether the
command runs on the client or on the current server.

260 Workflow Objects Guide
BMC Remedy Action Request System 7.6.04
Case sensitivity and using quotation marks
Run Process and $PROCESS$ commands are case-sensitive. If incorrect
capitalization is used, an error can occur.
When you define a run process command, you must use quotation marks in some
cases to indicate that the content inside the quotation marks makes up a single
parameter:
If a parameter includes a space or a special character, put quotation marks
around the parameter.
Surround any keywords with quotation marks in case the substituted value
contains spaces or special characters.
If a value contains one or more quotation marks, double the quotation marks
and put quotation marks around the entire parameter.
The following table lists examples of these guidelines.
Syntax exception—Application commands with qualifications
Any arguments before the final argument follow the rules described in the previous
section.
These rules do not apply for the final argument of Application commands where
the final argument is a qualification or a substitution string. Commands that take
this format include the following commands:
Application-Parse-xxx
Application-Format-xxx
Application-Query-Delete-Entry
For the final argument, no formatting is enforced.
For example, to run the Application-Query-Delete-Entry command in a filter,
using form ABC DEF with the qualification 'Field ID' = "Fred", use:
Application-Query-Delete-Entry “ABC DEF” '536870913' = “Fred”
The form name parameter is quoted to keep it as a single argument. However, for
the final argument (the qualification '536870913' = "Fred"), there are no
surrounding quotation marks for the full expression.
Table C-1: Using quotations in process commands
Value Syntax
AR System "AR System"
AR “System” User "AR ""System"" User"
$SCHEMA$ "$SCHEMA$"

Appendix C Using Run Process and $PROCESS$ commands 261
Process commands
Process commands
When you create a Run Process action or a Set Fields action with $PROCESS$, BMC
Remedy Developer Studio enables you to select any of the commands described in
this section. You must understand how each command operates to determine
whether it is appropriate to use in your workflow.
Table C-2 describes Application commands, and Table C-3 on page 271 describes
the PERFORM-ACTION and related workflow commands. Along with the syntax and
description for each command, the tables include the following information:
Table C-2 describes Application commands, which are always executed on the
server. If you use one of these commands in an active link, you must use the
@@:processCommand or @serverName:processCommand or syntax.
Column Plus sign (+) indicates
AL only Use the command only with active links.
Filter or Esc only Use the command only with filters and escalations.
Returns a value The command returns a value.
To capture the retuned value, you must use the command in a Set
Fields action with the $PROCESS$ key word.
Table C-2: Application commands (Sheet 1 of 10)
AL
only
Filter or
Esc only
Command and description Returns
a value
Application-Bus-Time-Add "startTime" [ "amount"
[ "amountUnits" [ "holidayScheduleName"
[ "workdayScheduleName" ] ] ] ]
Returns a new time that is the requested offset into the future, taking availability
and business hours and holidays into account.
Offset is a value of 0 or greater than 0. The default is 1 hour.
Offset unit values are:
1—Seconds
2—Minutes
3—Hours
4—Days
For more information, see the Configuration Guide, “Using Business Time in the
AR System server,” page 215.
+
Application-Bus-Time-Diff "startTime" "endTime"
[ "holidayScheduleName" [ "workdayScheduleName" ] ]
Returns an integer that represents the number of seconds between the start and stop
time, taking business hours into account.
For more information, see the Configuration Guide, “Using Business Time in the
AR System server,” page 215.
+

262 Workflow Objects Guide
BMC Remedy Action Request System 7.6.04
Application-Bus-Time-Subtract "startTime" [ "amount"
[ "amountUnits" [ "holidayScheduleName" [ "workdayScheduleName"
] ] ] ]
Returns a new time that is the requested offset into the past, taking business hours
into account.
Offset is a value of 0 or greater than 0. The default is 1 hour.
Offset unit values are:
1—Seconds
2—Minutes
3—Hours
4—Days
For more information, see the Configuration Guide, “Using Business Time in the
AR System server,” page 215.
+
Application-Bus-Time2-Add "startTime" [ "amount"
[ "amountUnits" [ "businessTimeSegmentName1"
"businessTimeSegmentName2" ... ] ] ]
Performs a business time calculation by starting with the start time and resulting in
a new time that adds the requested offset. The command returns a timestamp
representing the time calculated. Use this command to recalculate time into the
future.
For more information, see the Configuration Guide, “Using Business Time in the
AR System server,” page 215.
+
Application-Bus-Time2-Assoc-Add "startTime" [ "amount"
[ "amountUnits" [ "businessTimeSegmentName1"
"businessTimeSegmentName2" ... [ -e "EntityID1" "EntityID2" ... ] ]
] ]
This command contains EntityID parameters, so you do not need to query the
Business Segment-Entity Association form.
For more information, see the Configuration Guide, “Using Business Time in the
AR System server,” page 215.
+
Application-Bus-Time2-Assoc-Diff "startTime" "endTime"
[ "businessTimeSegmentName1" "businessTimeSegmentName2" ... [-e
"EntityID1" "EntityID2" ... ] ]
This command contains EntityID parameters, so you do not need to query the
Business Segment-Entity Association form.
For more information, see the Configuration Guide, “Using Business Time in the
AR System server,” page 215.
+
Application-Bus-Time2-Assoc-Get-Free-Window "startTimeRange"
"endTimeRange" "level" "duration" "earliestStartTime"
"latestEndTime" [ "businessTimeSegmentName1"
"businessTimeSegmentName2" ... [ -e "EntityID1" "EntityID2" ... ] ]
This command contains EntityID parameters, so you do not need to query the
Business Segment-Entity Association form.
For more information, see the Configuration Guide, “Using Business Time in the
AR System server,” page 215.
+
Table C-2: Application commands (Sheet 2 of 10)
AL
only
Filter or
Esc only
Command and description Returns
a value

Appendix C Using Run Process and $PROCESS$ commands 263
Process commands
Application-Bus-Time2-Assoc-Get-Next-Window "startTimeRange"
"endTimeRange" "duration" "windowFlag"
[ "businessTimeSegmentName1" "businessTimeSegmentName2" ... [ -e
"EntityID1" "EntityID2" ... ] ]
This command contains EntityID parameters, so you do not need to query the
Business Segment-Entity Association form.
For more information, see the Configuration Guide, “Using Business Time in the
AR System server,” page 215.
+
Application-Bus-Time2-Assoc-Subtract "startTime" [ "amount"
[ "amountUnits" [ "businessTimeSegmentName1"
"businessTimeSegmentName2" ... [ -e "EntityID1" "EntityID2" ... ] ]
] ]
This command contains EntityID parameters, so you do not need to query the
Business Segment-Entity Association form.
For more information, see the Configuration Guide, “Using Business Time in the
AR System server,” page 215.
+
Application-Bus-Time2-Diff "startTime" "endTime"
[ "businessTimeSegmentName1" "businessTimeSegmentName2" ... ]
Performs a business time calculation by computing the difference between the start
time and the end time. The return is an integer representing the difference in
seconds. Use this command to compare two different times (start time and end time)
to get the actual business time.
For more information, see the Configuration Guide, “Using Business Time in the
AR System server,” page 215.
+
Application-Bus-Time2-Get-Free-Window "startTimeRange"
"endTimeRange" [ "level" ] [ "duration" ] [ "earliestStartTime" ]
[ "latestEndTime" ] [ "businessTimeSegmentName1"
"businessTimeSegmentName2" ... ]
Returns the start of the next available or unavailable free time segment at the same
level or a higher level that is duration seconds long.
For more information, see the Configuration Guide, “Using Business Time in the
AR System server,” page 215.
+
Application-Bus-Time2-Get-Next-Window "startTimeRange"
"endTimeRange" [ "duration" ] [ "windowFlag" ]
["businessTimeSegmentName1" "businessTimeSegmentName2" ... ]
Returns the start of the next available or unavailable time segment that is duration
seconds long. If duration is 0 (the default), the command returns either the start of
available time segment or the start of the unavailable time segment.
For more information, see the Configuration Guide, “Using Business Time in the
AR System server,” page 215.
+
Table C-2: Application commands (Sheet 3 of 10)
AL
only
Filter or
Esc only
Command and description Returns
a value

264 Workflow Objects Guide
BMC Remedy Action Request System 7.6.04
Application-Bus-Time2-Subtract "startTime" [ "amount"
["amountUnits" [ "businessTimeSegmentName1"
"businessTimeSegmentName2" ... ] ] ]
Performs a business time calculation by starting with the start time and resulting in
a new time that subtracts the requested offset. The command returns a timestamp
representing the time calculated. Use this command to recalculate time in the past.
For more information, see the Configuration Guide, “Using Business Time in the
AR System server,” page 215.
+
Application-Command AE-ASSIGN DoAssign -t "processName"
-e "RequestID"
Runs a specified Assignment Engine process.
processName is the name of the process to run. It must match the process name in
the Processes tab of the Assignment Engine Administration Console.
RequestID is the ID of the request on which the process will run. For active links,
the request ID is required. For filters, it is optional.
For information about the Assignment Engine, see the Configuration Guide, “Using
the Assignment Engine,” page 265.
Application-Confirm-Group groupID
Verifies that the current user is a member of the specified group. Returns one of the
following integers:
1—The user is a member of the group.
0—The user is not a member of the group, or the specified group ID does not
correspond to a valid group.
This command is not context sensitive for a given entry. Validation of group IDs 0,
3, 4, or 7 returns 1.
+
Application-Confirm-Password password
Validates if the password is the password for the current user. For password, you
can use a reference to the field that contains the password, such as field 102 or field
103. This command returns one of the following integers:
1—The password was confirmed.
0—The password is not valid.
If you used AR System version prior to 6.0 to create workflow involving a Password
field (ID 102), the workflow might not function in AR System versions 6.0 and later.
Version 6.0 included enhanced encryption and tighter security controls. To work
around this issue, use the Application-Confirm-Password $PROCESS$
command.
For more information about the Password field, see the Form and Application Objects
Guide, “Reserved fields in access control,” page 480, and the Configuration Guide,
“Adding and modifying user information,” page 57.
+
Table C-2: Application commands (Sheet 4 of 10)
AL
only
Filter or
Esc only
Command and description Returns
a value

Appendix C Using Run Process and $PROCESS$ commands 265
Process commands
Application-Copy-Field-Value targetFieldID sourceFieldID
Copies a field on the current form to another field on the current form. Returns one
of the following integers:
1—The assignment failed.
0—The assignment occurred.
To get the return value, use this command in a Set Fields action with $PROCESS$.
This command cannot be used in a Run Process action.
+
Application-Delete-Entry "formName" entryID
Deletes the specified entry.
For example, to delete the entry on the current form with the entry ID found in the
core field 1 (Request ID), enter:
Application-Delete-Entry "$SCHEMA$" $1$
+
+Application-Event eventNumber eventDetail
Initiates a server event. These valid values for eventNumber cause the AR System
server to perform the following actions:
1—Read the configuration file into memory.
2—Read the group information and definitions from database into memory.
3—Re-scan the Add or Remove License form.
For more information about server events, see the Configuration Guide, “Working
with the Server Events form,” page 197.
+Application-Format-Qual "form" internalQualifier
Converts an internal representation of a qualifier into a qualification string.
See “Syntax exception—Application commands with qualifications” on page 260.
+
+Application-Format-Qual-Filter "form" internalQualifier
Converts an internal representation of a qualifier from a filter Run If into a
qualification string.
See “Syntax exception—Application commands with qualifications” on page 260.
+
+Application-Format-Qual-ID "form" internalQualifier
Converts an internal representation of a qualifier into a qualification string using ID
format.
See “Syntax exception—Application commands with qualifications” on page 260.
+
+Application-Format-Qual-L "form" "VUILabel" internalQualifier
For the indicated VUI, converts an internal representation of a qualifier into a
qualification string using labels.
See “Syntax exception—Application commands with qualifications” on page 260.
+
+Application-Format-Qual-SField "form1" "form2"
internalQualifier
Converts an internal representation of a qualifier from a Set Fields or Push Fields
filter action into a qualification string.
See “Syntax exception—Application commands with qualifications” on page 260.
+
Table C-2: Application commands (Sheet 5 of 10)
AL
only
Filter or
Esc only
Command and description Returns
a value

266 Workflow Objects Guide
BMC Remedy Action Request System 7.6.04
+Application-Format-Val-SField "form1" fieldID "form2"
internalAssignment
Converts an internal representation of a Set Fields or Push Fields assignment into an
assignment statement.
See “Syntax exception—Application commands with qualifications” on page 260.
+
+Application-FTS-Reindex-Form “form” [ "scanTime” [ fieldId 1 ]
. . . [ fieldId N ] ]
Initiates a full text reindex on the specified form. For example:
Application-FTS-Reindex-Form "HPD:Help Desk" "9/28/2010
5:06:52 PM" 10000100 10000200
“scanTime”
Indicates the date and time from which the server should scan for updates. For
example:
"9/28/2010 5:06:52 PM"
If the scan time is omitted, the form is completely reindexed.
The value specified is only used for regular forms. The server treats join, vendor,
and view form requests as on-demand scans. These form types record a last scan
time value that is used in on-demand scans and scheduled scans. Zero can be used
for the scan time to differentiate between a request for an on-demand scan, and a
complete form reindex. Because regular forms do not have scheduled scans, the
specified value is used.
Note: The standard format is a character string date, but the server also accepts a
numeric timestamp value.
[fieldId [1..N]
Indicates the fields with data changes by including a range of field IDs. For example:
10000100 10000200
If no field IDs are specified, the server will not perform analysis to determine if a
reindex is needed before proceeding with the reindex. If the scan time is omitted, no
field IDs can be specified.
This advanced option is used when the AR System database has been updated
externally, and it is not known if any of the updated columns are associated with full
text indexed fields. This option allows the server to determine if any full text
indexed fields were affected by the database updates and, if there were none,
unnecessary indexing is avoided.
Application-Generate-GUID [ "GUIDPrefix" ]
Generates a globally unique identifier (GUID). The prefix can be a maximum of two
characters, which can contain non-alpha characters (although alpha characters are
recommended). If you do not include the GUID prefix, it defaults to ID.
+
+Application-Get-Approval-Join "form"
Retrieves the name of the join form between the application and the AP:Detail form.
In the result, the form names are separated by spaces, for example:
AP-Sample:Lunch-Detail AP:Detail
This command is used for the Approval Server.
+
Table C-2: Application commands (Sheet 6 of 10)
AL
only
Filter or
Esc only
Command and description Returns
a value

Appendix C Using Run Process and $PROCESS$ commands 267
Process commands
+Application-Get-Approval-Join2 "form"
Retrieves the name of the join form between the application and the AP:Detail form.
In the result, the form names are separated by new lines, for example:
AP-Sample:Lunch-Detail
AP:Detail
This command is used for the Approval Server.
+
+Application-Get-DetSig-Join "form"
Retrieves the name of the join form between the three-way join form (join between
the application form and AP:Detail-Signature) and the names of the AP:Detail-
Signature form, AP:Detail form, and AP:Signature form. In the result, the form
names are separated by spaces, for example:
AP-Sample:Lunch-Detail-Signature AP:Detail-Signature
AP:Detail AP:Signature
This command is used for the Approval Server.
+
+Application-Get-DetSig-Join2 "form"
Retrieves the name of the join form between the three-way join form (join between
the application form and AP:Detail-Signature) and the names of the AP:Detail-
Signature form, AP:Detail form, and AP:Signature form. In the result, the form
names are separated by new lines, for example:
AP-Sample:Lunch-Detail-Signature
AP:Detail-Signature
AP:Detail
AP:Signature
This command is used for the Approval Server.
+
+Application-Get-Form-Alias "form" [ "VUILabel" ]
Retrieves the appropriate form alias for the specified form and VUI. If you do not
include a VUI, the default VUI is used.
+
+Application-Get-Form-Name "formAlias" [ "VUILabel" ]
Retrieves the form name for the specified form alias and VUI. If you do not include
a VUI, the default VUI is used.
+
+Application-Get-License-Count "licenseName"
Retrieves the number of licenses of the specified type. Use the license name that is
used in the License Tool.
+
+Application-Get-Locale-VuiID "form" "VUIType" "localeName"
Retrieves the VUI ID for the locale that you specify.
The VUI types are Windows (1) and Web absolute positioning (3). Do not use the
$VUI-TYPE$ keyword.
+
Application-Get-Next-Recurrence-Time "formName" "startTime"
"recurrenceDefinitionName"
Returns a timestamp representing the recurrence time.
For more information, see the Configuration Guide, “Using Business Time in the
AR System server,” page 215.
+
Table C-2: Application commands (Sheet 7 of 10)
AL
only
Filter or
Esc only
Command and description Returns
a value

268 Workflow Objects Guide
BMC Remedy Action Request System 7.6.04
Application-Invalidate-User userName
Writes an invalid string for the password value to disable the current user’s account.
The userName parameter can be hard-coded, the keyword $USER$, or referenced
from a field. For syntax information, see “Process command syntax” on page 259.
+Application-Map-Ids-To-Names "form" qualificationString
Maps the IDs of the fields or keywords in the string to a name representation. +
+Application-Map-Ids-To-Names-L "form" "VUILabel"
qualificationString
For the indicated VUI, maps the IDs of the fields or keywords in the string to a name
representation using labels. If the field label is blank, the database name is used.
+
+Application-Map-Names-To-Ids "form" qualificationString
Maps the names of the fields or keywords in the string to an internal ID
representation.
+
+Application-Map-Names-To-Ids-L "form" "VUILabel"
QualificationString
For the indicated VUI, maps the labels of the fields or keywords in the string to an
internal ID representation.
For example, to map the IDs in the given string to names using labels where
appropriate, enter:
Application-Map-Ids-To-Names-L "My Form" "" $536870913$
An empty string for the VUI denotes the default VUI for the form.
+
+Application-Parse-Qual "form" qualificationString
Converts a qualification string into an internal representation.
For example, to parse the qualification string into its internal representation, enter:
Application-Parse-Qual "My Form" Integer Field = 99
The qualification string does not need double quotation marks around it because all
data after the form name is treated as the qualification string.
+
+Application-Parse-Qual-Filter "form" qualificationString
Converts a Run If filter qualification string into an internal representation.
See “Syntax exception—Application commands with qualifications” on page 260.
+
+Application-Parse-Qual-L "form" "VUILabel" qualificationString
For the indicated VUI, converts a qualification string with labels into an internal
representation.
The result of this command is used in the Application-Format-Qual-L
command.
See “Syntax exception—Application commands with qualifications” on page 260.
+
+Application-Parse-Qual-SField "form1" "form2"
qualificationString
Converts a Set Fields or Push Fields filter qualification string into an internal
representation.
See “Syntax exception—Application commands with qualifications” on page 260.
+
Table C-2: Application commands (Sheet 8 of 10)
AL
only
Filter or
Esc only
Command and description Returns
a value

Appendix C Using Run Process and $PROCESS$ commands 269
Process commands
+Application-Parse-Qual-SField-L "form1" "form2" "VUILabel1"
"VUILabel2" qualificationString
For the indicated VUI, converts a Set Fields or Push Fields filter qualification string
into an internal representation.
See “Syntax exception—Application commands with qualifications” on page 260.
+
+Application-Parse-Val-SField "form1" fieldID "form2"
assignmentStatement
Converts a Set Fields or Push Fields filter assignment statement into an internal
representation.
The result of this command is used in the Application-Format-Val-SField
command.
See “Syntax exception—Application commands with qualifications” on page 260.
+
+Application-Query-Delete-Entry "fieldID" qualificationString
Deletes all entries matching the specified qualification.
See “Syntax exception—Application commands with qualifications” on page 260.
+
Table C-2: Application commands (Sheet 9 of 10)
AL
only
Filter or
Esc only
Command and description Returns
a value

270 Workflow Objects Guide
BMC Remedy Action Request System 7.6.04
+Application-Release-Pending
Causes database operations generated by the current workflow to be sent to the
database immediately. In a filter, this command changes the usual filter phasing and
causes the Run Process action to run in phase 1.
Note: Use this advanced feature with caution. The command allows workflow to see
the results of previous workflow by causing the previous workflow’s actions to be
entered into the database. See “Releasing pending operations” on page 185 for a
detailed explanation.
+Application-Set-Filter-Phasing "value"
Determines whether form entries are created when the workflow operation to create
them occurs or whether they are created in bulk during a later filter phase. When
issued, this command affects all subsequent entry create operations for the current
API call. Entries already created as a result of the call are not undone. The effect of
the command lasts for the duration of the API call or until the command is reissued
with a different value.
value can be 1 or 0:
1—Entries are created in a later filter phase.
0—Entries are created immediately. This is the default behavior. Use this
parameter only if you previously switched on delayed entry creation for the call
and now want to switch it off.
Important: If the create phase is delayed, the entries are not immediately added to the
database, so their data is unavailable to subsequent workflow actions. This can
change the effect of filters that use the data in qualifications or as a source for Set
Fields actions.
This command does not affect filters whose names end with \!. In such filters, all
database operations including creates occur in phase 1.
When a filter performs an Application-Release-Pending Run Process
command, all delayed create operations are immediately performed. The new
entries are held until the end of filter processing or until they are flushed by another
Application-Release-Pending Run Process command.
Table C-2: Application commands (Sheet 10 of 10)
AL
only
Filter or
Esc only
Command and description Returns
a value

Appendix C Using Run Process and $PROCESS$ commands 271
Process commands
Table C-3 describes PERFORM-ACTION and other workflow commands, which are
executed by the workflow engine and can run on the client or the server as
appropriate.
Table C-3: PERFORM-ACTION and other workflow commands (Sheet 1 of 14)
AL only Filter or
Esc only
Command and description Returns
a value
+GET-CHANGE-FLAG
Gets the change flag status of the current window. 1 means that changes were
made, and 0 means that no changes were made.
+
+PERFORM-ACTION-ACTIVE-LINK
Executes all active links associated with the specified Execute On condition (and
field ID, as needed). The active links fire as if the Execute On condition indicated
occurred. For example, PERFORM-ACTION-ACTIVE-LINK 8 specifies to run all
On Modify active links as if a modify operation was performed. The active links
fire, but no modify is actually performed.
The options for this command are as follows:
Button: PERFORM-ACTION-ACTIVE-LINK 1 fieldID
Row Double Click or Return: PERFORM-ACTION-ACTIVE-LINK 2 fieldID
Submit: PERFORM-ACTION-ACTIVE-LINK 4
Modify: PERFORM-ACTION-ACTIVE-LINK 8
Display: PERFORM-ACTION-ACTIVE-LINK 16
Menu Choice: PERFORM-ACTION-ACTIVE-LINK 128 fieldID
Lose Focus: PERFORM-ACTION-ACTIVE-LINK 256 fieldID
Set Default: PERFORM-ACTION-ACTIVE-LINK 512
Search: PERFORM-ACTION-ACTIVE-LINK 1024
After Modify: PERFORM-ACTION-ACTIVE-LINK 2048
After Submit: PERFORM-ACTION-ACTIVE-LINK 4096
Gain Focus: PERFORM-ACTION-ACTIVE-LINK 8192 fieldID
Window Open: PERFORM-ACTION-ACTIVE-LINK 16384
Un-Display: PERFORM-ACTION-ACTIVE-LINK 65536
Window Close: PERFORM-ACTION-ACTIVE-LINK 32768
Copy To New: PERFORM-ACTION-ACTIVE-LINK 131072
Window Loaded: PERFORM-ACTION-ACTIVE-LINK 262144
Interval: PERFORM-ACTION-ACTIVE-LINK 524288
Event: PERFORM-ACTION-ACTIVE-LINK 1048576
Table content change: PERFORM-ACTION-ACTIVE-LINK 2097152 fieldID
Hover on Label: PERFORM-ACTION-ACTIVE-LINK 4194304 fieldID
Hover on Data: PERFORM-ACTION-ACTIVE-LINK 8388608 fieldID
Hover on Field: PERFORM-ACTION-ACTIVE-LINK 16777216 fieldID
Expand: PERFORM-ACTION-ACTIVE-LINK 33554432 fieldID
Collapse: PERFORM-ACTION-ACTIVE-LINK 67108864 fieldID

272 Workflow Objects Guide
BMC Remedy Action Request System 7.6.04
PERFORM-ACTION-ADD-ATTACHMENT fieldID [ "fileName" ]
Adds an attachment to an attachment field, and returns a value of 0 (Successful).
If the attachment is not added, the command returns one of the following codes:
1: Canceled
2: Failed
For filters and escalations, the field ID must be an attachment field, and the file
name is required.
For active links:
The file name is optional. If omitted, a Browse dialog box is displayed to allow
you to select a file name. (If viewed in a web browser, a Browse dialog box is
always displayed.)
The field ID can be an attachment field or an attachment pool.
If the field ID is an attachment field, the attachment is added to the specified
field. If the field has a value, the existing value is overwritten.
If the field ID is an attachment pool, the attachment is added to the first
available field within the pool that has no attachment. If no attachment meets
this criteria within the pool, no action is taken.
Note: If you use this command in a filter with a Run Process action instead of in a
Set Fields action, you must use the filter phase override naming convention
filterName`!. This causes the action to run in filter phase 1 so that the
changes are committed to the database. See “Using a special override naming
convention” on page 185.
+
+PERFORM-ACTION-APPLY
If the form is open in Search mode, performs the Search operation (clicks the
Search button). In Modify or New mode, performs the Apply or Save operation.
Note: The only difference between the PERFORM-ACTION-APPLY process
command and the Commit Changes action is that the Commit Changes
action works differently in conjunction with a dialog box. The PERFORM-
ACTION-APPLY process command has no effect on a dialog box, it only works
with regular forms.
+PERFORM-ACTION-CHANGE-MODE mode
Changes the mode of the form.
+PERFORM-ACTION-CLEAR-PROMPTBAR
Clears the prompt bar of all messages. This command is useful to run before
custom validation occurs (through PERFORM-ACTION-VALIDATE_NULL-
REQUIRED-FIELDS) if the prompt bar will not be cleared automatically.
Table C-3: PERFORM-ACTION and other workflow commands (Sheet 2 of 14)
AL only Filter or
Esc only
Command and description Returns
a value

Appendix C Using Run Process and $PROCESS$ commands 273
Process commands
PERFORM-ACTION-DELETE-ATTACHMENT fieldID
Deletes an attachment from an attachment field, and returns a value of 0
(Successful). If the attachment is not deleted, the command returns one of the
following codes:
1: Canceled
2: Failed
Note: If you use this command in a filter with a Run Process action instead of in a
Set Fields action, you must use the filter phase override naming convention
filterName`!. This causes the action to run in filter phase 1 so that the
changes are committed to the database. See “Using a special override naming
convention” on page 185.
+
+PERFORM-ACTION-EXIT-APP
Exits the Windows client or logs out of the web client.
+PERFORM-ACTION-GET-ENTRY “entryID”
Retrieves the entry based on the entry ID.
This command is applicable only for the Display and Modify modes.
For information about the related features, see “Ability to modify data on display
forms” on page 285.
+PERFORM-ACTION-GET-FIELD-LABEL fieldID
Returns a field label. Use this command in a Set Fields action with $PROCESS$ to
obtain the return value.
+
+PERFORM-ACTION-GET-PREFERENCE fieldID
Gets the value of the field you specify from the User Preference form.
If the field contains a list of values, then it gets the value for preferenceName.
For example, to get the value of the User Locale field, enter the following
command:
PERFORM-ACTION-GET-PREFERENCE 20121
where 20121 is the field ID of the User Locale field.
To find the field ID:
1Open the AR System User Preference form in BMC Remedy Developer Studio.
2Select the field in question, and find the ID property in the Properties tab.
+
+PERFORM-ACTION-GO-HOME
Opens the form configured as your home page.
+PERFORM-ACTION-SHOW-TOOLBAR [Value]
Shows or hides the toolbar on a form.
If the value to set to 1, the form displays the toolbar. Otherwise, the form hides the
toolbar.
This command is available for all modes, except Dialog and Popup.
For information about the related features, see “Ability to modify toolbar option”
on page 285.
Table C-3: PERFORM-ACTION and other workflow commands (Sheet 3 of 14)
AL only Filter or
Esc only
Command and description Returns
a value

274 Workflow Objects Guide
BMC Remedy Action Request System 7.6.04
+PERFORM-ACTION-HOME-FIELD-REFRESH
Refreshes the Application List field on the home page form. Typically, you use this
command to display a subset of entry points based on the values that are
dynamically entered into the reserved character field ID 1576.
+PERFORM-ACTION-LIST-APPEND fieldID “value”
Adds the value to the end of the list maintained by a character field.
For example, if character field 1234 contains the value abc;def;ghi;jkl,
calling PERFORM-ACTION-LIST-APPEND 1234 "mno" modifies the value to
abc;def;ghi;jlm;mno.
+PERFORM-ACTION-LIST-INSERT fieldID position “value”
Adds the value to the list maintained by a character field, at the specified position.
For example, if character field 1234 contains the value abc;def;ghi;jkl,
calling PERFORM-ACTION-LIST-APPEND 1234 2 "mno" modifies the value
to abc;mno;def;ghi;jlm
PERFORM-ACTION-MAP-GROUPIDS-TO-NAMES fieldID
Returns a list of group names instead of group IDs.
A group list field now always returns a list of group IDs and not group names. To
use a group list with a LIKE statement, which requires a text string, first use this
command to convert the group IDs to group names.
For example, to use a statement such as
$grouplist$ LIKE "%"+'groupname'+"%",
first add a process command to translate a list of group IDs to a space separated
list of group names. For example:
$PROCESS$ PERFORM-ACTION-MAP-GROUPIDS-TO-NAMES $536871123$
Note: This command is only available on AR System 7.6.04 or later servers.
+
+PERFORM-ACTION-MAP-PUT fieldID key “value”
Adds or updates the value in a list or map maintained by a character field.
For example, if character field 1234 contains the value type=4;Name=John,
calling PERFORM-ACTION-MAP-PUT 1234 Name "George" modifies the value
to type=4;Name=George.
+PERFORM-ACTION-NAV-FIELD-SET-SELECTED-ITEM navbarItemID
Set focus to the specified navigation bar item.
+PERFORM-ACTION-NEXT
Moves to the next request in the Results pane and displays the details in the Details
pane.
+PERFORM-ACTION-OPEN-ATTACHMENT fieldID
Opens an attachment from an attachment field, and returns a value of 0
(Successful). If the attachment is not opened, the command returns one of the
following codes:
1: Canceled
2: Failed
+
Table C-3: PERFORM-ACTION and other workflow commands (Sheet 4 of 14)
AL only Filter or
Esc only
Command and description Returns
a value

Appendix C Using Run Process and $PROCESS$ commands 275
Process commands
+PERFORM-ACTION-OPEN-URL [ current | new ] "urlString"
Opens the specified URL in a browser. For the Windows client, a browser is
opened. In a browser, the URL is opened as follows:
To open the page in a new browser window, enter:
PERFORM-ACTION-OPEN-URL "urlString"
or
PERFORM-ACTION-OPEN-URL new "urlString"
To open the page in a new browser window with the toolbar, menu bar, and
location bar hidden, enter
PERFORM-ACTION-OPEN-URL newwithouttoolbar “urlString”
To open the page in the current browser window, enter:
PERFORM-ACTION-OPEN-URL current "urlString"
Be sure that the URL is complete and well-formed so that the browser handles it
correctly. For example, to open a web page, be sure the URL begins with
http://. Some partial URLs work correctly when this command is run from
BMC Remedy User, but the mid tier always requires a complete and well-formed
URL.
+PERFORM-ACTION-PREV
Moves to the previous request in the Results pane and displays the details in the
Details pane.
+PERFORM-ACTION-REFRESH-PREFERENCE flag
Refreshes the preferences for BMC Remedy User. The flag options are:
1—Saves all modified preferences from BMC Remedy User to the preference
server, and then reloads from the preference server.
0—Discards all modified preferences in BMC Remedy User and reloads from
the preference server.
Table C-3: PERFORM-ACTION and other workflow commands (Sheet 5 of 14)
AL only Filter or
Esc only
Command and description Returns
a value

276 Workflow Objects Guide
BMC Remedy Action Request System 7.6.04
PERFORM-ACTION-SAVE-ATTACHMENT fieldID [ "fileName" ]
Saves an attachment from an attachment field to a file, and returns a value of 0
(Successful). If the attachment is not saved, the command returns one of the
following codes:
1—Canceled
2—Failed
For filters and escalations, the file is saved on the server machine. The field ID must
be an attachment field, and the file name is required.
For active links:
The file is saved on the client machine.
The field ID can be an attachment field or an attachment pool. If the field ID is
an attachment pool, the first available attachment is saved.
The file name is optional. If omitted, BMC Remedy User displays a Save
Attachment dialog box using the attachment name for the file name. The web
client always displays a dialog box. If the file name is given, the simple file name
is displayed in the file name field.
Note: If you use this command in a filter with a Run Process action instead of in a
Set Fields action, you must use the filter phase override naming convention
filterName`!. This causes the action to run in filter phase 1. See “Using a
special override naming convention” on page 185.
+
+PERFORM-ACTION-SEND-EVENT "target" "eventType" "eventData"
“FdataVisualizationModuleFieldID”
Sends an event to another window.
target is the window to which to send the event. Possible values are:
@—The “at” sign signifies the parent of the current window.
Note: In the web client, an Open Window active link action can open a form in the
current window. This window does not have a parent window, so a target
value of @ is not valid in this case.
#—The pound sign character signifies all child windows of the current window.
*—The asterisk character signifies all windows managed by the client
environment, even the current window.
eventType—The name of the event. This is an arbitrary string defined by the
application author (for example, ChildClosed). The receiving workflow can
access the value of eventType through the EVENTTYPE keyword.
eventData—The data for the event.
FdataVisualizationModuleFieldID—The target for sending events is the
module field in the current form.
For more information, see “Sending events between windows” on page 295 and
“Ability to highlight required fields through workflow” on page 286.
Table C-3: PERFORM-ACTION and other workflow commands (Sheet 6 of 14)
AL only Filter or
Esc only
Command and description Returns
a value

Appendix C Using Run Process and $PROCESS$ commands 277
Process commands
+PERFORM-ACTION-SET-PREFERENCE fieldID "value"
Sets the value of the field you specify for the current session only. The preference
is not set in the database. For example, to set the value of the User Locale field to
Japanese, enter the following command:
PERFORM-ACTION-SET-PREFERENCE 20121 "ja_JP"
where 20121 is the field ID of the User Locale field and ja_JP is the value that
represents a Japanese locale.
To find the field ID:
1Open the AR System User Preference form in BMC Remedy Developer Studio.
2Select the field in question, and find the ID property in the Properties tab.
To find the value or format of a user preference field:
1Log in to a preference server using BMC Remedy User.
2Choose Tools > Options, and specify a value for a user preference.
For example, select a Display Locale in the Locale tab.
3Open the AR System User Preference form to see what format is used or what
value is stored in the corresponding field (for example the User Locale field in
the Locale tab).
This is the format or value you specify for the value argument.
Table C-3: PERFORM-ACTION and other workflow commands (Sheet 7 of 14)
AL only Filter or
Esc only
Command and description Returns
a value

278 Workflow Objects Guide
BMC Remedy Action Request System 7.6.04
+PERFORM-ACTION-TABLE-ADD-ROW tableFieldID rowIndex
Inserts an empty table row at the specified position on-screen. (“Row” refers to a
row in list view tables, a node in tree view tables, and a cell in cell-based tables). This
command does not commit the new row to the database. To add data to the empty
row, you must use the appropriate active link.
This command takes the following arguments:
tableFieldID—The ID of the table field to which to add the row. This value is
required.
rowIndex (Optional)—The position (row index) at which to insert the row. (Row
indexes are based on the version of the table in the client memory data
structure.)
The specified index determines the actions that occur as follows:
0—Invalid row index. The current selection and highlight are not changed.
Greater than 0 and less than 100,000,000—A row is inserted at the specified
index, selected, and highlighted. Workflow is then fired on the new row.
Greater than 100,000,000—A row is inserted at rowIndex - 100,000,000. For
example, if the specified index is 100,000,005, the row is inserted at index 5.
The new row is selected but not highlighted. Workflow is then fired on the
new row.
Less than 0 and greater than -100,000,000—A row is inserted at the specified
index multiplied by -1. For example, if the specified index is -500, a row is
inserted at index 500. The new row is selected and highlighted. Workflow is
then fired on the new row.
Less than -100,000,000—A row is inserted at rowIndex + 100,000,000. For
example, if the specified index is -100,000,500, a row is inserted at index -500.
The new row is selected, but it is not highlighted. Workflow is not fired.
This value can come at runtime from a field on the form (for example, use
PERFORM-ACTION-TABLE-ADD-ROW $Field1$ $Field2$).
If a row already occupies the specified position, this command pushes the
existing row and all the rows that follow it down one position.
If the specified index is greater than the number of existing rows, the row is
inserted at the end of the table.
If a row index is not specified, a row is inserted at the end of the table, selected,
and highlighted. Workflow is then fired on the new row.
See the Form and Application Objects Guide, “Updating tables on-screen only,”
page 284.
+PERFORM-ACTION-TABLE-CHANGE-ROW-COL-VISIBILITY tableFieldID
[0 | 1] columnFieldID
Hides (1) or shows (0) the contents of a column field for the current row.
Table C-3: PERFORM-ACTION and other workflow commands (Sheet 8 of 14)
AL only Filter or
Esc only
Command and description Returns
a value

Appendix C Using Run Process and $PROCESS$ commands 279
Process commands
+PERFORM-ACTION-TABLE-CLEAR tableFieldID
Clears the contents of the table field.
For list view table fields, tree view table fields, and alert list fields, returns the table
to its initial state.
For results list fields, fires workflow and then resets the mode to Query. This is
equivalent to pressing the New Search form action button.
+PERFORM-ACTION-TABLE-CLEAR-ROWCHANGED tableFieldID
Clears the ROWCHANGED flag for the current row.
Important: This command was removed from AR System 7.6.02 and later releases.
In those releases, use the PERFORM-ACTION-TABLE-SET-ROWSTATE
command instead.
Table C-3: PERFORM-ACTION and other workflow commands (Sheet 9 of 14)
AL only Filter or
Esc only
Command and description Returns
a value

280 Workflow Objects Guide
BMC Remedy Action Request System 7.6.04
+PERFORM-ACTION-TABLE-DELETE-ROW tableFieldID rowIndex
rowToSelect
On-screen, removes a row from view. In the database, sets the row’s state to
Deleted. This command does not remove the row from the database. Therefore,
table loop guides can still step through the row. (“Row” refers to a row in list view
tables, a node in tree view tables, and a cell in cell-based tables.)
This command takes the following arguments:
tableFieldID—The ID of the table field from which to delete the row. This value
is required.
rowIndex—The position (row index) of the row to delete. This value is required.
(Row indexes are based on the version of the table in the client memory data
structure.)
This value can come at runtime from a field on the form (for example, use
PERFORM-ACTION-TABLE-ADD-ROW $Field1$ $Field2$).
rowToSelect (Optional)—The position of the row to select after the row at
rowIndex is deleted.
If this value is specified, a row is selected as follows:
0—Invalid row index. The current selection is not changed, but the highlight
is removed.
NULL—The current selection and highlight are not changed unless the
highlighted row is deleted. In that case, the highlight is removed.
Greater than 0 and less than 100,000,000—The row at the specified index is
selected and highlighted, and workflow is fired.
Greater than 100,000,000—The row at rowToSelect - 100,000,000 is selected but
not highlighted, and workflow is fired. For example, if the specified index is
100,000,005, row 5 is selected but not highlighted, and workflow is fired.
Less than 0 and greater than -100,000,000—The row at the specified index
multiplied by -1 is selected and highlighted, and workflow is not fired. For
example, if the specified index is -5, the row at index 5 is selected and
highlighted.
Less than -100,000,000—The row at rowIndex + 100,000,000 is selected but not
highlighted, and workflow is not fired. For example, if the specified index is
-100,000,500, row -500 is selected but not highlighted, and workflow is not
fired.
If the selected row is deleted, it remains selected in memory, but it no longer
appears on-screen.
This command is valid for list view, tree view, and cell-based tables.
See the Form and Application Objects Guide, “Updating tables on-screen only,”
page 284.
+PERFORM-ACTION-TABLE-DESELECTALL tableFieldID
Deselects all entries in a table field. This command is valid for all types of table
fields.
Table C-3: PERFORM-ACTION and other workflow commands (Sheet 10 of 14)
AL only Filter or
Esc only
Command and description Returns
a value

Appendix C Using Run Process and $PROCESS$ commands 281
Process commands
+PERFORM-ACTION-TABLE-GET-CURRENT-CHUNK tableFieldID
Returns one of the following values:
Index of the currently displayed table chunk—Chunk index numbers start at 1.
For example, if the fifth chunk is currently displayed, this command returns 5.
NULL—Indicates one of the following conditions:
The form does not contain the specified field.
The command syntax is incorrect.
The table is unrefreshed.
1—Indicates one of the following conditions:
The index of the currently displayed chunk is 1.
The table has no chunks. For example, it might be a results list table whose
chunk size is not defined, a tree view table, or an alert list table.
The table is empty.
The specified field is not a table.
+
+PERFORM-ACTION-TABLE-GET-SELECTED-COLUMN fieldID
[ returnType ]
Returns the field ID or level of the selected node, which starts at 1. If root is
selected, the command returns 0. If nothing is selected, the command returns
NULL. This command works only with tree view table fields.
The arguments for this command are:
Field ID—The field ID of the tree field.
Return type—1 returns the selected column’s field ID. Anything other than 1
returns the number of the level.
To return the field ID of a tree with an ID of 536870913, enter:
PERFORM-ACTION-TABLE-GET-SELECTED-COLUMN 536870913 1
To return the level of a tree with an ID of 536870913, enter:
PERFORM-ACTION-TABLE-GET-SELECTED-COLUMN 536870913
+
+PERFORM-ACTION-TABLE-IS-LEAF-SELECTED tableFieldID
Returns 1 if selected node is a leaf, and returns 0 if the selected node is not a leaf
or if nothing is selected.
+
+PERFORM-ACTION-TABLE-NEXT-CHUNK tableFieldID
Displays the next chunk of data in a table.
If the action is for a results list, use reserved field ID 1020.
+PERFORM-ACTION-TABLE-PREV-CHUNK tableFieldID
Displays the next chunk of data in a table.
If the action is for a results list, use reserved field ID 1020.
This command is ignored for tree view table fields.
Table C-3: PERFORM-ACTION and other workflow commands (Sheet 11 of 14)
AL only Filter or
Esc only
Command and description Returns
a value

282 Workflow Objects Guide
BMC Remedy Action Request System 7.6.04
+PERFORM-ACTION-TABLE-REFRESH tableFieldID [ startRow ]
[numberToRetrieve ]
Refreshes a table. You can optionally specify a start row and a maximum number
of rows to retrieve.
If the action is for a results list, use reserved field ID 1020.
This command is valid for all types of table fields.
+PERFORM-ACTION-TABLE-REPORT tableFieldID
Runs a report on the selected rows in a table. If no rows are selected, the report is
on the entire table.
This command is ignored for tree view table fields.
+PERFORM-ACTION-TABLE-SELECT-NODE fieldID rowNumber
[columnNumber ] [ flag ]
Selects the specified node in a tree view table. The arguments for this command
are:
Field ID—The field ID of the tree field.
Row number—The 1-based row position of the node.
Column number (optional)—The column (level) of the node. If you enter an
invalid column number, a leaf is selected.
Flag—1 expands the selected node. Anything other than 1 is ignored.
An example use of the command is:
PERFORM-ACTION-TABLE-SELECT-NODE 536870913 3 4 1
This command selects a node whose tree field ID is 536870913, and the node is in
row 3 and column 4. The command also requests that the node be expanded.
+PERFORM-ACTION-TABLE-SELECTALL tableFieldID
Selects all the entries in a table field. This command is valid for all types of table
fields.
For a tree view table field, the command selects the root label, which represents all
data. If there is no root label, the command selects nothing.
Table C-3: PERFORM-ACTION and other workflow commands (Sheet 12 of 14)
AL only Filter or
Esc only
Command and description Returns
a value

Appendix C Using Run Process and $PROCESS$ commands 283
Process commands
+PERFORM-ACTION-TABLE-SET-ROWSTATE tableFieldID rowIndex
rowState
Sets the state of the row at the specified position. (“Row” refers to a row in list view
tables, a node in tree view tables, and a cell in cell-based tables.)
This command takes the following arguments:
tableFieldID—The ID of the table field from which to delete the row. This value
is required.
rowIndex (Optional)—The position of the row to apply the state to. (Row
indexes are based on the version of the table in the client memory data
structure.)
If this value is not specified, one of these actions occurs:
If this command is run under a table loop guide, the state is applied to the
current row in the guide.
Otherwise, the state is applied to all the rows in the table.
This value can come at runtime from a field on the form (for example, use
PERFORM-ACTION-TABLE-ADD-ROW $Field1$ $Field2$).
rowState (Optional)—An integer indicating the state to apply to the specified
row:
0 (Loaded or Unchanged)—(Default) The row was just refreshed.
1 (Modified)—A Set Fields action was just performed on the row.
2 (New)—The row was just added. See PERFORM-ACTION-TABLE-ADD-
ROW.
3 (Deleted)—The row was just marked as Deleted and removed from view. It
is now hidden from users but visible to workflow. See PERFORM-ACTION-
TABLE-DELETE-ROW.
If this value is not specified, it defaults to 0 (Loaded or Unchanged).
If this value is out of the range, such as 4, this command does not change the
row’s state.
This command sets the $ROWCHANGED$ keyword to the rowState value.
This command is valid for list view, tree view, and cell-based tables.
See the Form and Application Objects Guide, “Updating tables on-screen only,”
page 284.
Table C-3: PERFORM-ACTION and other workflow commands (Sheet 13 of 14)
AL only Filter or
Esc only
Command and description Returns
a value

284 Workflow Objects Guide
BMC Remedy Action Request System 7.6.04
Ability to change the form mode
Use the PERFORM-ACTION-CHANGE-MODE (see Table on page 257) run process
command in a workflow to change the current mode of displayed form without
refreshing the browser window.
For example, assume that by default, a form opens in the New mode to allow a user
to create new entries. In some cases, the user might need to search for existing
entries. In such cases, the user can define an active link using the PERFORM-
ACTION-CHANGE-MODE command to change the mode. This way, the user avoids
closing the browser windows or going back to select a different option. For
information about how to define a run process active link, see “Creating a Run
Process action” on page 125.
+PERFORM-ACTION-VALIDATE-NULL-REQUIRED-FIELDS [display]
[fieldIDsSeparatedByBackslashes]
Validates missing values or the $NULL$ value in the data fields. If the Run Process
action returns true, it stops the workflow, highlights the field with a colored
border (for example, a red border), and displays an error message.
The display parameter has two options to determine where to place the
message: PROMPT (in the prompt bar) or POPUP (in a pop-up box).
The fieldID parameter takes a list of field IDs separated by backslashes to
validate specific fields. If this parameter is not specified, the parameter verifies all
data fields on the form (but automatically excludes non-data fields, such as table
fields, column fields, and panel holders). If a field in a specified parameter list is
not a data field or not a required field, the Run Process action ignores those fields.
Note: If a field listed in the command is a default field and the value was not
changed, the field’s value is not validated. If that default field is changed and
empty, then the field’s value is validated.
The validation is performed on the browser (client) before passing the value to the
server.
In the following example, the server validates two fields (8 and 536870913), and
the message appears in the prompt bar.
PERFORM-ACTION-VALIDATE-NULL-REQUIRED-FIELDS PROMPT
8\536870913
For more information, see “Ability to highlight required fields through
workflow” on page 286.
+
+SET-CHANGE-FLAG [ 0 | 1 ]
Sets the change flag status of the current window to on (1) or off (0).
+SET-RO-COLOR redCode,greenCode,blueCode
Sets the background color of read-only fields according to red, green, blue (RGB)
color coding. For example, an RGB code for blue is 0,0,255.
Table C-3: PERFORM-ACTION and other workflow commands (Sheet 14 of 14)
AL only Filter or
Esc only
Command and description Returns
a value

Appendix C Using Run Process and $PROCESS$ commands 285
Process commands
Ability to modify data on display forms
AR System displays a list of entries on a form when the form is in Modify or
Display mode. To reuse a form containing a list of entries, embed the form in a
view field on a form that is acting as a container. This allows you to make changes
to the entry list without refreshing the browser window. This enables functionality
similar to refresh (F5) in the BMC Remedy User Tool and can provide a substantial
speed improvement.
You use the PERFORM-ACTION-GET-ENTRY command (see Table on page 257) to:
allow users to edit a view form that is being displayed in a container form.
hide the entry list or create a custom entry list user interface that can reside on a
different form, such as, a cell-based table.
When the user executes the PERFORM-ACTION-GET-ENTRY command, depending
on the current state of the entry, the following occurs:
If the user has modified fields and not saved, that is, the change flag is active
when the command is called, AR System prompts the user to save the record or
cancel the edit.
If the result list is shown when the command is called, AR System displays the
emptied result list to the user with an empty row.
For example, assume that you have a table field on Form A. The table field contains
entry IDs describing entries in Form B. Form B is loaded into a view field or a
browser window. You can create an active link that sends an event to Form B and
includes an entry ID as a parameter of the event. You can then create another active
link that acts as an event handler on Form B, which has the PERFORM-ACTION-GET-
ENTRY run process command. The command enables Form B to load the requested
entry only. For information about how to define a run process active link, see
“Creating a Run Process action” on page 125.
Ability to modify toolbar option
Use the PERFORM-ACTION-SHOW-TOOLBAR command (see Table on page 257) in a
workflow to control the toolbar display on forms. With this command, you can do
the following:
display the toolbar on demand, through the initiated workflow
display the toolbar automatically according to criteria that you provide in the
workflow
For example, assume that you want to open Form B on a view field from Form A
and you do not want to display the toolbar. Using the PERFORM-ACTION-SHOW-
TOOLBAR command, you can define a run process action to hide the toolbar on
Form B. For information about how to define a run process active link, see
“Creating a Run Process action” on page 125.

286 Workflow Objects Guide
BMC Remedy Action Request System 7.6.04
Ability to highlight required fields through workflow
AR System application developers can use the PERFORM-ACTION-VALIDATE-
NULL-REQUIRED-FIELDS run process command to create a workflow that checks
for missing data in required fields. The validation is performed on the browser
client and does not require calls to the server, which improves performance. The
command highlights the required fields (for example, with red color borders) that
are empty and displays an error message.
NOTE
The workflow highlights required fields in browser clients only. The PERFORM-
ACTION-VALIDATE-NULL-REQUIRED-FIELDS command is not supported in BMC
Remedy User.
In BMC Remedy Mid Tier, the browser validates the Required fields when the
following actions are executed:
Push field action
Commit Changes action
PERFORM-ACTION-VALIDATE-NULL-REQUIRED-FIELDS Run Process command
To create a workflow to highlight the Required fields
NOTE
Before creating a workflow, set one or more fields on the form to Required. For
more information about how to change the entry mode to Required, see the Form
and Application Objects Guide.
1Right-click the If Action or the Else Action panel header.
2Choose Add Action > Run Process.
3Under the Process tab in the Expression Editor, select PERFORM-ACTION-
VALIDATE-NULL-REQUIRED-FIELDS.
4Add parameters to the command, for example:
PERFORM-ACTION-VALIDATE-NULL-REQUIRED-FIELDS PROMPT
8\536870913
For more information about how to use the process commands, see Table on
page 257.
5Click OK to close the Expression Editor dialog box.
6Save the active link.

Appendix C Using Run Process and $PROCESS$ commands 287
Sending events to the Data Visualization definitions
Sending events to the Data Visualization
definitions
To send an event to a Data Visualization field
1Create a form with a Data Visualization field.
2Choose the module to display in the field.
3Add the following active link action to send an event type and event data to the
module field.
PERFORM-ACTION-SEND-EVENT FdataVisualizationFieldID eventType
[eventData]
For example:
PERFORM-ACTION-SEND-EVENT F536870914 "DisplayItem" $ItemName$
Where:
536870914 is the data visualization field ID.
DisplayItem is an event type that is recognized by the module.
$ItemName$ is a field on the form that contains the name of the item to be
displayed in the module field.

288 Workflow Objects Guide
BMC Remedy Action Request System 7.6.04

Appendix D Workflow extras 289
Appendix
DWorkflow extras
This section describes additional workflow capabilities you can use in AR System.
The following topics are provided:
Allowing data to be dragged and dropped (page 290)
Sending events between windows (page 295)
Controlling row selection in a table field (page 300)
Restricting filter data retrieval by user permissions (page 301)

290 Workflow Objects Guide
BMC Remedy Action Request System 7.6.04
Allowing data to be dragged and dropped
Through workflow, you can allow users to drag and drop data among fields.
Follow this process to enable this feature:
Step 1 Create fields with Draggable and Droppable properties. (This creates the effect of
dragging and dropping.)
Step 2 Create the workflow that copies or moves the data.
You can use several properties, keywords, and functions to create drag-and-drop
functionality:
Field properties
Draggable
Droppable
See the Form and Application Objects Guide, “Field properties,” page 501.
Execution options for active links
Drag
Drop
See “Defining workflow execution options” on page 37.
Keywords
$DRAGSRCFIELDID$
$DROPTGTFIELDID$
See “Keywords” on page 221.
Functions
AR_FUNCTION_DROPPEDROWINDEX
AR_FUNCTION_DROPPEDCOLUMNINDEX
See “Functions” on page 229.
For examples of how to enable dragging and dropping, see:
“Example 1: Dragging and dropping data between character fields” on page 292
“Example 2: Copying data between tables” on page 293
“Example 3: Dynamically setting fields that are droppable” on page 294

Appendix D Workflow extras 291
Allowing data to be dragged and dropped
Which fields can be dragged and dropped
Table D-1 lists which fields you can set as “draggable” (a source field) and which
you can set as “droppable” (a target field).
NOTE
For data fields, users must initiate a drag from the label portion of the field (not
from the data portion).
Table D-1: Field types and their drag-and-drop capability
Field Draggable
(the source
field)
Droppable
(the target
field)
Data fields (all) + +
Horizontal Line + +
Vertical Line + +
Trim Text + +
Trim Box + +
Button + +
View +
Data Visualization +
Application List
Horizontal Navigation
Vertical Navigation
Table fields (list, tree, and
cell-based) ++
Alert List + +
Results List
Attachment Pool + +
Attachment Field
Panels and Panel Holders + +
Columns

292 Workflow Objects Guide
BMC Remedy Action Request System 7.6.04
Example 1: Dragging and dropping data between character fields
The following procedure describes how to allow users to copy data between two
character fields: Bill To and Ship To.
To allow users to drag and drop data between character fields
1Create two character fields:
Bill To
Ship To
2Set properties for fields as follows:
For the Bill To field, set the Draggable property to True.
For the Ship To field, set the Droppable property to True.
3Create an active link that copies the data to the drop target when the mouse button
is released.
aIn the Execution Options panel, enter the Ship To field in the Field field.
bSelect the Drop execution option.
cCreate a Set Fields active link that sets the Ship To field to contain the contents
of the Bill To field.
The Value of the Ship To field should be $Bill To$.
Optionally, you can create an active link that responds to a Drop event of a drop
target field and performs a Set Fields action:
$PROCESS$ Application-Copy-Field-Value $DROPTGTFIELDID$
$DRAGSRCFIELDID$
This active link is written once per drop target field and will accommodate any
number of drag source data fields. The developer avoids having to write one active
link per drag source field to copy data to the drop target field.
For more information, see “Process commands” on page 261.
TIP
To move instead of copy the data, create another Set Fields action where the Bill To
field is set to NULL when the drop action occurs.

Appendix D Workflow extras 293
Allowing data to be dragged and dropped
Example 2: Copying data between tables
The following procedure describes how to allow users to copy data between two
table fields. For example, a table called “Current Inventory” includes a list of
inventory items, and a manager needs to remove an item that is broken. With the
drag-and-drop function implemented, the manager simply drags the item from the
Current Inventory table to a table called “Remove From Inventory.”
During the drag sequence, a drag proxy ( ) appears and displays
the number of items being dragged. A label (such as “items selected”) can appear
next to the number. To configure the label that appears in the drag proxy, enter text
in brackets ([ ]) in the Label property for the table field. You can enter one, two, or
no labels, as described in the following procedure.
To allow users to drag and drop data between table fields
1In the form with the two table fields you want to use in the drag-and-drop
sequence, set the Draggable and Droppable field properties for the table fields.
2Set the Row Label and Row Label Plural properties for the table whose rows will
be dragged.
If you do not enter labels, only an icon appears (for example, ).
3Create an active link with the following actions that occur when the Drop
execution option occurs on the table:
Run Process—Use the PERFORM-ACTION-TABLE-ADD-ROW command to add a
row to the table that will be dragged to.
For example, if the table’s field ID is 536870919, then the command would look
like this:
PERFORM-ACTION-TABLE-ADD-ROW 536870919
Set Fields—Set the values of the cells in the new row. This means setting the
value for each column in the drop target table to the value of each column field
in the row being dragged.
Field property Description What to enter
Row Label Configures the drag proxy’s label when one
row is selected.
Enter {0} for the count, and include any
text before or after {0}.
labelText{0}labelText
For example:
{0}item selected
Using this example,
appears when the user drags over a valid
drop target. appears on an
invalid drop target.
Row Label Plural Configures the drag proxy’s label when
more than one row is selected.
Enter {0} for the count, and include any
text before or after {0}.
labelText{0}labelText
For example:
{0}items selected
Using this example,
appears when three rows are selected.

294 Workflow Objects Guide
BMC Remedy Action Request System 7.6.04
Figure D-1 shows an example of the Column fields being set to the value of the
Inventory ID, Description, and Name column fields being dragged.
Figure D-1: Setting the values for columns
Example 3: Dynamically setting fields that are droppable
If you create more than one set of draggable and droppable fields, when a user
drags on a field, all of the droppable fields are highlighted. Instead, only the target
field should be highlighted. To ensure that only the intended droppable field is
highlighted, use the Change Field action to dynamically set the intended
droppable field and disable to other droppable fields.
For example, the Bill To and Ship To fields are one set of draggable and droppable
fields on the Order Entry form. The Item Number Table and the Order List Table
comprise another set. The following example explains how to dynamically set the
Order List Table so that it is not highlighted when the Bill To field is dragged.
To dynamically set a field so that it is not droppable
1Create a new active link.
2Select the associated form (in this example, Order Entry).
3On the Execution Options panel, select the field that will be dragged.
In this example, the field is Bill To.
4Select Drag.
5Create a Change Field action.
aRight-click on the If Actions panel, and choose Add Action > Change Field.
bSelect the field that should be droppable when the draggable field is dragged.
In this example, the field is Ship To.
cFrom the Field Drop list, select Enable.

Appendix D Workflow extras 295
Sending events between windows
6Create another Change Field action.
aRight-click on the If Actions panel, and choose Add Action > Change Field.
bSelect the field that should not be droppable when the draggable field is
dragged.
In this example, the field is Order List Table should not be droppable.
cFrom the Field Drop list, select Disable.
7Save the active link.
Sending events between windows
You can use active link workflow to send messages to one or more windows. For
example, a child window can tell a parent window to execute certain active links.
Here, the parent window needs to know when some action has happened on the
child window (for example, it is closed) so that workflow on the parent window
can refresh related data. The Send Event functionality provides a way for windows
to synchronize their data, and a mechanism for a parent window to be notified
when a child window has been closed.
WARNIN
G
In some cases, event driven workflow can fail when executed on the mid tier. To
avoid this issue, explicitly define the parent-child relationship.
To send events between windows, you coordinate the following mechanisms in
BMC Remedy Developer Studio:
The PERFORM-ACTION-SEND-EVENT target eventType eventData Run Process
command, which identifies the window to which to send the event. (For more
information, see “Ability to highlight required fields through workflow” on
page 286.)
On Event active link execute condition. (For more information, see “Defining
workflow execution options” on page 37.)
Keywords to identify the event:
Current event ($EVENTTYPE$).
Current event data ($EVENTDATA$).
Current window ($CURRENTWINID$).
Window that sent the event ($EVENTSRCWINID$).
Last opened window ($LASTOPENEDWINID$).
For more information, see “Keywords” on page 221.

296 Workflow Objects Guide
BMC Remedy Action Request System 7.6.04
NOTE
In a web browser, opening windows from workflow is not synchronous. For
example, if an active link contains an Open Window action and the next action is
a Send Event Run Process action, the child window does not receive the event. (The
active link works correctly in BMC Remedy User.) To solve this issue for the web
client, create the workflow so that the parent or child window is loaded, and then
the send event action is executed.
Additional considerations for sending events
Using the $EVENTTYPE$ keyword, the active link running on the Event condition
can access the eventType specified in the PERFORM-ACTION-SEND-EVENT target
eventType eventData command. (The $EVENTDATA$ keyword can represent
event data to be attached.) Likewise, the recipient using the $EVENTSRCWINID$
keyword can access the window ID of the window sending the event.
When using the Run Process Send Event action with web browsers, sending a
message to a parent window or child windows behaves in an undefined fashion if
the contents of the windows are changed by:
Navigating to a new URL.
Clicking the Back, Forward, or Reload buttons on the browser.
Using an Open Window active link action that reloads new data into an existing
window, causing the form to be unloaded.
If this event is sent to a data visualization field, the target must be
FdataVisualizationFieldID.
An example of Run Process syntax that sends the ChildClosed event to the
current window’s parent is:
PERFORM-ACTION-SEND-EVENT @ ChildClosed
The syntax that sends the ParentClosed event to the current window’s children
is:
PERFORM-ACTION-SEND-EVENT # ParentClosed
NOTE
Quotation marks are optional in the Run Process command if the eventType does
not contain a space. For example, they are optional for:
PERFORM-ACTION-SEND-EVENT @ EventA
but you must use them for:
PERFORM-ACTION-SEND-EVENT @ "This is the event".
If you are using field references for the target and eventType, make sure the field
is set properly prior to executing the Run Process command.

Appendix D Workflow extras 297
Sending events between windows
Example of sending events between windows
The following example describes how you can send an event from a child window
to a parent window. When a user modifies a record in the Child Window form, an
After Modify condition in the active link automatically sends an event to the
Parent Window form and updates a table field.
Figure D-2: Sending event from child window to parent window
The concepts used in the following procedures are straightforward, so that you can
easily reverse sending the event from a parent window to a child window.
NOTE
You cannot have workflow that opens a dialog box and then sends an event to the
dialog box. Dialog boxes are modal, and subsequent Send Event actions or active
links do not fire until the dialog box closes. In this case, the dialog box no longer
exists. Instead, use an On Loaded active link condition in the dialog box to send an
event to itself, using the keyword $LASTOPENEDWINID$ as the target.
To send an event to a parent window
1Create a form (for example, Parent Window).
2Create another form (for example, Child Window).
3Add a table field to the Parent Window form.
4Select the new table field.

298 Workflow Objects Guide
BMC Remedy Action Request System 7.6.04
5Edit the properties of the table:
aIn the Properties tab, select the Tree/Table Property value, and click its ellipsis
button.
bEnter Child Window in the Form Name field.
The columns of the table field in Parent Form must point back to the Child
Window form.
cAdd the following fields to the Table Columns list:
Request ID (Column)
Submitter (Column2)
Short Description (Column3)
Assigned To (Column4)
These columns help you identify which records in the table field to modify.
6Create an active link (Child Send Event to Parent After Modify) with a Run Process
action.
aConfigure the settings in the following panels:
Associated Forms: Child Window
Execution Options: After Modify
Run If: 'Submitter' != 'Assigned To'
You want the active link in the child window to fire if the submitter and assignee
are not the same user.
bRight-click on the If Actions tab, and choose Add Action > Run Process.
cIn the Command Line field, enter:
PERFORM-ACTION-SEND-EVENT @ “RefreshTable”
This Run Process command sends the RefreshTable event to the parent window.
You will use this same event string later in active link workflow to catch the sent
event in the parent window.
TIP
Make sure the target symbols (@, #, *) are used correctly. If you are trying to send
an event to a parent window, do not use #.
This Run Process command and its special syntax can send messages to one or
more windows. For example, to send an event to all windows, use
PERFORM-ACTION-SEND-EVENT * “All Windows”. You can also send events to a
specific window:
PERFORM-ACTION-SEND-EVENT $536870921$ Processing
PERFORM-ACTION-SEND-EVENT $Short Description$ "network is down"
PERFORM-ACTION-SEND-EVENT $My Field$ "process request"
PERFORM-ACTION-SEND-EVENT $LASTOPENEDWINID$ "close now"

Appendix D Workflow extras 299
Sending events between windows
This command uses an established mechanism in the client environments to
support special commands that are not run as executables, but as internal
commands within the client. For detailed information about the command syntax,
see Appendix C, “Using Run Process and $PROCESS$ commands.”
NOTE
Events are asynchronous, and the Run Process command returns immediately.
Other windows receive the events and process the workflow at a later time.
7Create an active link (Parent Catch Event) with a Change Field action to catch the
sent event.
aConfigure the settings in the following panels:
Associated Forms: Parent Window
Execution Options: Event
Run If: $EVENTTYPE$ = "RefreshTable"
Because event names are intended to be unique, this active link fires only if it
receives the RefreshTable event.
NOTE
You must use quotation marks in the Run If qualification for the event type.
You can trigger active links by examining the values of the EVENTSRCWINID,
CURRENTWINID, or EVENTTYPE keywords in the Run If qualification. Here, the
EVENTTYPE keyword is used in the Run If qualification to fire the active link if
the parent window catches the RefreshTable event sent by the child window.
bRight-click on the If Actions tab, and choose Add Action > Change Field.
cEnter the table field’s name in the Field field.
dSelect the Refresh Tree/Table check box.
Here the rows in the table field are automatically refreshed after changes are made
to the underlying request.
8Log in to BMC Remedy User, and open the Child Window form.
9As a test, create several tickets in the Child Window form, but create one ticket
with John as the value of the Submitter and Assigned To fields.
10 Open the Parent Window form, and click the table field to refresh it.
11 Double-click the request assigned to John in the Results List to open the Child
Window form.
12 Change the assignee to another name and make changes in the Short Description
field (for example, enter Catch event in parent window), and then save the
request.
When you modify the request, the active link workflow is triggered and sends the
child window event to the parent window. The table field in the parent window is
refreshed automatically.

300 Workflow Objects Guide
BMC Remedy Action Request System 7.6.04
If the target window is in the process of executing workflow, that workflow
completes before the event is received.
TIP
If the active links do not fire in the target window, make sure the event type string
in the Run If qualification matches the event type string in the Run Process
command.
Controlling row selection in a table field
This section describes how to control which table row is selected in a Set Fields
action.
NOTE
Do not use the Set Fields action to set a table row inside a table loop when
performing the following procedures. For more information how to create an
active link guide that loops through a table field, see “Using active link guides in
client-side table fields” on page 151.
To set an integer field with the number of the selected row
1Create an active link with a Set Fields If action.
2In Field column of the Set Fields panel, enter the field where you want the row
number entered. (This is usually an integer field.)
3In the Value column, enter the table field name.
aClick the corresponding cell in the Value column, and then click the ellipsis (...)
button.
bIn the Expression Editor, select the table field, and click Add Field.
cClick OK.
The field name appears in the Value column in the proper format (for example,
$Help Desk Requests$).
When the active link is executed, the number of the selected row is entered in the
field from step 2. For example, if row 5 is selected, 5 is entered.
To set how a row is selected in a table field
1Create an active link with a Set Fields If action.
2In Field column of the Set Fields panel, enter the table field where you want to
select a row.
3In the Value column, enter one of the following:
A variable for a field that contains an integer (for example, $Select Row$)
An integer

Appendix D Workflow extras 301
Restricting filter data retrieval by user permissions
If you enter an integer in the Value column, use the following table to learn how to
enter values that determine whether the user sees the row highlighted and
whether the active link (which is executed through the Row Choice execution
option) is executed.
Restricting filter data retrieval by user
permissions
The Get Data As filter property allows you to specify the permissions that a filter
uses for certain operations. Prior to the introduction of this property, all filters in
AR System always executed with the permissions of an administrator. In other
words, by default, filters can read and write any field in any request, regardless of
the permissions on the field or on the request.
When set to User, the Get Data As property supports applications that use row-
level security and dynamic groups for access control. This property enables a filter
to adopt the permissions of the user that caused the filter to be called when
retrieving the data upon which the filter acts. A filter with this property configured
for user permissions can still write to any field on any request appropriate to the
operation, but can only retrieve entries and fields that are visible to the user that
caused the filter to be executed.
The Get Data As filter property has these values:
Server—Run the filter with the permissions of the Administrator. This is the
default setting.
User—Run the filter with the permissions of the user that called the filter.
For example, suppose there are two groups with data on a single form that
contains salaries for different job levels. Each group should not be aware of the
other group's data. In this case, row-level security might be used to identify the
records within the form that each group can access.
Table D-2: Examples of values that selects a row
Value column
contents
Result
nSelects and highlights row n and executes the active link.
The user sees the row highlighted.
- nSelects and highlights row n and does not execute the active link.
The user sees the row highlighted.
n + 100000000 Selects row n and executes the active link.
The user does not see the row highlighted. If a row is selected and is
already highlighted, the highlighting does not move.
-(n + 100000000) Selects row n and does not execute the active link.
The user does not see the row highlighted. If a row is selected and is
already highlighted, the highlighting does not move.

302 Workflow Objects Guide
BMC Remedy Action Request System 7.6.04
Without the Get Data As property set to User, a filter cannot avoid accessing all
records in the form that match the qualifications in the filter, so it manipulates
information for both groups indiscriminately. Operations that should be
performed only on records for one group must have additional qualifications to
restrict the data, and those additional qualifications must be revisited each time
permissions on any element of the form are changed.
With Get Data As set to User, filter operations can be restricted to retrieving only
information visible to the groups whose user executed the filter. This is the case
regardless of changes made to the form after the filter has been created.
To configure a filter to get data with the permissions of the user
1In BMC Remedy Developer Studio, create the filter or open an existing filter in the
editor.
2In the Properties tab, expand the Data Access section, and then click the down-
arrow in the Value column.
3Set the value to User.
4Save the filter.
How Get Data As User works
Filters include a Run If qualifier that accesses data in the record upon which an
operation is being performed and determines what actions in the filter should be
performed. Qualifiers that are part of actions determine which data the actions
affect. The Get Data As user property applies only to qualifiers used in filter
actions; it does not apply to Run If qualifiers.
The workflow actions most affected by this property are Set Fields, Push Fields,
and Call Guide. Some filter functions are also affected.
Set Fields Action
The Set Fields operation includes a source form and a qualifier that identifies
records from which data can be retrieved to be put into the record upon which an
operation is being performed. When Get Data As is set to User, the records and
fields that match the qualifier and can be set into fields are limited to those visible
to the calling user.
All fields within the record on which the operation is being performed can be
written, but any data obtained from other records is restricted according to the
permissions of the user.

Appendix D Workflow extras 303
Restricting filter data retrieval by user permissions
Push Fields Action
The Push Fields operation includes a destination form and a qualifier that is used
to identify records into which data can be written from the record upon which an
operation is being performed. When Get Data As User is set, the records that the
qualifier identifies to be written are limited to those visible to the calling user.
All fields within records to which data is being pushed can be written, but the list
of records to which data is pushed is restricted.
Call Guide Action
The Call Guide action causes a filter guide to be run. The guide can run once, or it
can run for each entry in a table field. With this property set, the entries and fields
that are retrieved for the table field are limited to those visible to the calling user.
The action calling the guide does not affect filter operations in the guide, but the
data over which the guide loops is restricted according to the permission of the
user.
Workflow Functions
In addition to the Set Fields, Push Fields, and Call Guide actions, setting Get Data
As to User affects the workflow functions COLCOUNT, COLAVG, COLMIN, and COLMAX.
These functions operate over the columns in a table field. When performed in a
guide that was called by a filter with the Get Data As User set, the entries and fields
used to populate columns in the table field are limited to those visible to the calling
user.
When Get Data As User is applied
If a filter has Get Data As set to User, the workflow actions that are subject to this
setting are affected whenever the filter fires in the course of an API call. If a filter
with Get Data As User set is run in the course of an escalation instead of through
an API call, the property is not be applied and the filter actions remain
unrestricted.
Filter log output for Get Data As
Filters with Get Data As set to User are identified in the filter log file by the string
“with data retrieval as user userName.”

304 Workflow Objects Guide
BMC Remedy Action Request System 7.6.04

Index 305
A B C D E F G H I J K L M N O P Q R S T U V W X Y Z
Index
Symbols
!216
-218
!= 218
" 218
% 218
&& 216
*218
+218
/218
=219
>, >= 218
|| 216
A
about 87
accelerator keys 169
actions
See workflow actions
active link actions
changing order 67
Close Dialog 81
Commit Changes 82
Run Process 124
types 75
Wait 136
active link execution options
After Modify 39
After Submit 39
Button/Menu Field 41
Collapse 41
Copy to New 39
Display 39, 177
Drag 41
Drop 41
Event 40
Expand 41
Gain Focus 42
Hover 42
Level Choice 42
Level Double Click or Return 42
Lose Focus 42
Menu Choice 42
Modify 40
Return 43
Row Choice 43
Row Double Click or Return 43
Search 40
Set Default 40
Submit 40
Table Refresh 43
Un-Display 40
Window Closed 40
Window Loaded 41
Window Open 41
active link guides 140, 148
adding workflow 142
BMC Remedy User and 154
client-side table fields 151
creating a table loop 152
defining 140
entry point 148
example uses 148
interactive 148, 154
interactive, creating 155
looping 151
overview 148
properties 145
table loop performance 154
active link menu items
permissions 170
properties 167
active links
See also active link actions; active link actions,
using; active link execution options; active link
menu items
about 17
adding workflow actions to 66
buttons 170
Change Field action 77
306 Workflow Objects Guide
A B C D E F G H I J K L M N O P Q R S T U V W X Y Z
Close Window action 81
Commit Changes action 82
DDE action 83
defining execution options 38
deleting 67
Direct SQL action 83
execution conditions 176
execution options for 37
execution options for request and window
actions 39
execution order 38, 44
Exit Guide action 86
field based execution options 41
Go to Guide Label action 86
Goto action 87
guides and 149
logging modes 191
menu items 170
Message action 88
modifying 67
OLE Automation action 101
Open Window action 102
processing 176
Push Field action 119
Run If qualifications in 50
Run Macro action 123
Run Process action 124
Run Process action, syntax 126
sending events 295
Service action 127
Set Fields action 129
toolbar button 165
Wait action 136
add operator 218
adding menus, menu items, and separators 167
After Modify active link execution option 39
After Submit active link execution option 39
Analyze Objects wizard 206
Analyzer
about 194
Analyze Objects wizard 206
analyzing server objects 206
messages 196
rules 194
View tab 209
AND operator 216
ANSI SQL standards, using 84, 244
Application commands 261
APPLICATION keyword 221
arerror.log file 191
arescl.log file 191
arguments with comma as decimal separator,
specifying 252
arithmetic operations, using in a Set Fields action 255
arithmetic operators 218
B
BMC Remedy Developer Studio
basics 19
content assist 50, 52, 71
creating expressions and Run If qualifications 50
creating workflow 65, 72
creating workflow actions 68
expression editor 50, 51, 70
field mapping table 68
field selector dialog box 68
If Actions and Else Actions panels 64
mapping fields to values 68
SAMPLE DATA data source 72
selecting process commands 261
using a dynamic data source in workflow 71
using fields in workflow 68
using menu options 19
workflow editor 20, 64, 65
workflow editor panels 22
BMC Software, contacting 2
BROWSER keyword 222
bulk updates 225
button fields
See also toolbar buttons
active links 170
deleting 171
show close 104, 118
Button/Menu Field active link execution option 41
C
Call Guide action
about 76
defining 76
Get Data As user property 303
using a guide 148
using in filter guides 159
using SAMPLE DATA 72
workflow types 75
Change Field action
about 77
defining 78
workflow types 75
chunks
returning index of current table 281
CLIENT-TYPE keyword 222
Close Dialog action 81
Index 307
A B C D E F G H I J K L M N O P Q R S T U V W X Y Z
Close Window action
about 81
defining 81
using buttons with 82
workflow types 75
COLAVG function 230
COLCOUNT function 230
Collapse active link execution option 41
COLMAX function 230
COLMIN function 230
COLSUM function 230
command line syntax guidelines for Run Process
action 126
commands
$PROCESS$ 258
Run Process 258
Commit Changes action
about 82
defining 82
using with a dialog box 83
workflow types 75
content assist 52, 71
controlling row selection 300
Copy To New active link execution option 39
copying workflow objects 48
creating
filter guides that loop through server-side table
fields 162
requests (Push Fields) 121
CURRCONVERT function 231
CURRENTWINID keyword 222
CURRSETDATE function 231
CURRSETTYPE function 231
CURRSETVALUE function 232
customer support 3
D
data source, SAMPLE DATA 71
Data Visualization field, sending events to 287
data, converting in server-side table fields 164
data, dragging and dropping 290
DATABASE keyword 222
database security 249
database values in qualifications 58
DATE function 232
DATE keyword 223
DATEADD function 232
DATEDIFF function 232
DATENAME function 233
DATENUM function 233
DAY function 233
DDE action
about 83
workflow types 75
debug mode, using log files 191
DECRYPT function 233
DEFAULT keyword 223
defining 140
Delete filter execution option 44
deleting
buttons 171
menus 171
deployable applications 33
dialog boxes
closing 81
creating 83
opening 102
using Open Window action 103
writing data back to parent form 83
Direct SQL action
about 83
ANSI SQL standards, using 84
defining 84
security 84
workflow types 75
Display active link execution option 39, 177
displaying
any match error (Push Fields) 121
no match error (Push Fields) 121
divide operator 218
documentation, AR System 11
Drag active link execution option 41
dragging and dropping data 290
Drop active link execution option 41
DSO action 85
dynamic data exchange. See DDE action
E
Else Actions about 64
enabling a menu bar 168
ENCRYPT function 234
equal operator 219
escalation actions
changing order 67
types 75
escalation execution options
Interval 45
Time 45
escalations
about 17
adding workflow actions to 66
arescl.log 191
308 Workflow Objects Guide
A B C D E F G H I J K L M N O P Q R S T U V W X Y Z
defining execution options, interval 47
defining execution options, time 45
deleting 67
Direct SQL action 83
DSO action 85
execution options for 45
execution order 38, 44
Log to File action 88
logging activity 191
logging modes 191
modifying 67
Notify action 95
performance impact of unqualified Run If
statements 57
Push Field action 119
Run If qualifications in 50
Run Process action 124
Service action 127
Set Fields action 129
Event active link execution option 40, 295
Event, sending to Data Visualization field 287
EVENTDATA keyword 223
EVENTSRCWINID keyword 223
EVENTTYPE keyword 224
examples
active link guide table loop 152
creating a Set Fields action 70
creating an interactive active link guide 156
filter processing 180
filter qualifications 59
guides, creating interactive 155
If Actions and Else Actions 65
Notify action 98
sending events 297
server-side table field 160
shared guides 147
shared workflow 34
execution options 37
active links 37, 39, 41
After Modify 39
After Submit 39
Button/Menu Field 41
Collapse 41
Copy to New 39
Delete 44
Display 39
Drag 41
Drop 41
escalations 45
Event 40
Expand 41
filters 43, 44, 177
Gain Focus 42
Get Entry 44
guides and 149
Hover 42
Interval 45
Level Choice 42
Level Double Click or Return 42
Lose Focus 42
Menu Choice 42
Merge 44
Modify 40, 44
Return 43
Row Choice 43
Row Double Click or Return 43
Search 40
Service 44
Set Default 40
Submit 40, 44
Table Refresh 43
Time 45
Un-Display 40
Window Closed 40
Window Loaded 41
Window Open 41, 177
execution order
active links 38, 177
filters 44, 177
Exit Guide action
about 86
defining 86
using in a guide 149
using in filter guides 159
workflow types 75
Expand active link execution option 41
expression editor 50
expressions. See qualifications
extension, views and 119
EXTERNAL () operator 217
F
field mapping table 68
field values, assigning from
function results 251
process results 253
FIELDHELP keyword 224
FIELDID keyword 224
FIELDLABEL keyword 224
FIELDNAME keyword 224
fields
changing characteristics in an active link 77
in qualifications 53
Index 309
A B C D E F G H I J K L M N O P Q R S T U V W X Y Z
qualifications 53
using names and values in workflow 68
filesarescl.log 191
name (Log to File action) 88
filter actions
changing order 67
Log to File 88
types 75
Filter API 249
filter execution options
Delete 44
Get Entry 44
Merge 44
Modify 44
Service 44
Submit 44
filter guides
about 158
actions in 159
adding workflow 142
creating a server-side table loop 162
defining 140
properties 145
filter phases
about 178
exceptions 184
overriding 184
overriding, special naming convention 185
phase 1 actions 178
phase 2 actions 179
phase 3 actions 179
releasing pending operations 185
FILTER-ERRAPPENDMSG keyword 224
FILTER-ERRMSG keyword 224
FILTER-ERRNO keyword 223, 224
filters
See also filter actions; filter actions, using; filter
conditions
about 17
adding workflow actions to 66
defining execution options 43
deleting 67
Direct SQL action 83
DSO action 85
execution options 43, 44
execution order 38, 44, 178
Exit Guide action 86
Get Data As property 301
Go to Guide Label action 86
Goto action 87
how AR System processes 180
Log to File action 88
logging activity 191
logging modes 191
Message action 88
modifying 67
Notify action 95
overriding phasing 184
phase 1 actions 178
phase 2 actions 179
phase 3 actions 179
phases 178
phasing exceptions 184
processing 177
processing example 180
Push Field action 119
qualifications 50
Run If qualifications in 50
Run Process action 124
Service action 127
Set Fields action 129
special naming convention for phasing
override 185
formatting qualifications 53
forms
associating to workflow 36
primary 36
functions
arguments with comma as decimal separator,
specifying 252
COLAVG 230
COLCOUNT 230
COLMAX 230
COLMIN 230
COLSUM 230
CURRCONVERT 231
CURRSETDATE 231
CURRSETTYPE 231
CURRSETVALUE 232
DATE 232
DATEADD 232
DATEDIFF 232
DATENAME 233
DATENUM 233
DAY 233
DECRYPT 233
ENCRYPT 234
HOUR 234
HOVER 234
LEFT 234
LEFTC 234
LENGTH 235
LENGTHC 235
310 Workflow Objects Guide
A B C D E F G H I J K L M N O P Q R S T U V W X Y Z
LOWER 235
LPAD 235
LPADC 236
LTRIM 236
MAX 236
MIN 237
MINUTE 237
MONTH 237
REPLACE 237
RIGHT 237
RIGHTC 238
ROUND 238
RPAD 238
RPADC 238
RTRIM 238
SECOND 238
SELECTEDROWCOUNT 238
STRSTR 239
STRSTRC 239
SUBSTR 239
SUBSTRC 240
TEMPLATE 240
TIME 240
TRUNC 240
UPPER 240, 251
using in Set Fields action 251
WEEKDAY 240
YEAR 240
G
Gain Focus active link execution option 42
Get Data As filter property 301
Get Entry filter execution option 44
Go to Guide Label action
about 86
defining 87
using in a guide 148
using in filter guides 159
workflow types 75
Goto action 75, 87
greater than (or equal to) operators 218
GROUPIDS keyword 224
GROUPS keyword 224
GUIDE keyword 150, 224
guides
about 138
active link 148
active link interaction 149
adding help text 145
adding labels 142
adding workflow 142
Call Guide action 76
Change History property 146
controlling execution 148
creating 138
creating (example) 155
defining 140
exiting 86
filter 158
Go to Guide Label action 86
labels 86
looping through server-side table fields 160
looping through table fields 151
overview steps 138
properties 145
shared 146
shared (examples) 147
shared guide examples 147
using 154
using guide actions in 148
GUIDETEXT keyword 224
H
HARDWARE keyword 126, 225, 254
help on menus 168
hiding a menu bar 168
home pages and Run Process commands 274
HOMEURL keyword 225
HOUR function 234
Hover active link execution option 42
HOVER function
about 91
description 234
tooltips and 91
I
If Actions about 64
if any requests match, Push Fields 121
if no requests match, Push Fields 121
INBULKTRANSACTION keyword 225
indexes
returning current table chunk 281
interactive guides, creating 155
interactive messages 88
Interval escalation execution option 45
K
keywords
APPLICATION 221
Index 311
A B C D E F G H I J K L M N O P Q R S T U V W X Y Z
BROWSER 222
CLIENT-TYPE 222
CURRENTWINID 222
DATABASE 222
DATE 223
DEFAULT 223
EVENTDATA 223
EVENTSRCWINID 223
EVENTTYPE 224
FIELDHELP 224
FIELDID 224
FIELDLABEL 224
FIELDNAME 224
FILTER-ERRAPPENDMSG 224
FILTER-ERRMSG 224
FILTER-ERRNO 223, 224
GROUPIDS 224
GROUPS 224
GUIDE 150, 224
GUIDETEXT 224
HARDWARE 126, 225, 254
HOMEURL 225
in qualifications 55
INBULKTRANSACTION 225
LASTCOUNT 225
LASTID 225
LASTOPENEDWINID 226
list of 221
LOCALE 226
NULL 226
OPERATION 226, 228
OS 126, 226, 254
PROCESS 258
ROLES 226
SCHEMA 226
SCHEMA-ALIAS 227
SERVER 227
SERVERTIMESTAMP 227
TCPPORT 227
TIME 227
TIMESTAMP 227
USER 227
VERSION 228
VUI 228
VUI-TYPE 228
WEEKDAY 228
L
labels and guides 86
LASTCOUNT keyword 225
LASTID keyword 225
LASTOPENEDWINID keyword 226
LEFT function 234
LEFTC function 234
LENGTH function 235
LENGTHC function 235
less than (or equal to) operators 218
Level Choice active link execution option 42
Level Double Click or Return active link execution
option 42
LIKE operator 216
LOCALE keyword 226
Locale reserved field 134
log files
arescl.log 191
escalations 191
Log To File action
workflow types 75
Log to File action
about 88
arerror.log 88
defining 88
logging workflow activity 191
logical operators 216
looping through table fields
active link guides 151
filter guides 160
Lose Focus active link execution option 42
LOWER function 235
LPAD function 235
LPADC function 236
LTRIM function 236
M
macros, executing through active link 123
MAX function 236
menu bar items 165
Menu Choice active link execution option 42
menu items
active links 170
deleting 171
menus
active link properties 167
active links 170
help 168
Merge filter execution option 44
Message action
about 88
defining 89
HOVER function 91
Prompt Bar and 93
tooltips and 90
312 Workflow Objects Guide
A B C D E F G H I J K L M N O P Q R S T U V W X Y Z
workflow types 75
MIN function 237
MINUTE function 237
Modify
active link execution option 40
filter execution option 44
modulo operator 218
MONTH function 237
multiply operator 218
N
name, Push Fields 121
navigation guides, creating 155
not equal operator 218
NOT operator 216
Notify action
about 95
creating 96
defining 96
dynamic delivery method 101
email information 99
example 98
notification mechanisms 96
run time definitions 101
using email addresses with 97
using external delivery mechanism 101
using fields, keywords, and expressions with 98
using user names and group names 97
workflow types 75
NULL keyword 226
NULL values
and relational algebra 241
in the AR System, using 241
O
object relationships and Analyzer 194
OLE Automation action
about 101
workflow types 75
Open Window action
about 102
creating dialog boxes 103
defining 103, 106, 108, 112
dynamic data source 119
extension, for views 119
mapping fields to values 68
Modify or Display windows 108
modify or display windows 108
Report windows 112
report windows 112
Search or Submit windows 106
search or submit windows 106
using SAMPLE DATA 72, 119
view extension 119
View Extension preference 119
views in dialog boxes, selecting 119
window types 102
workflow types 75
OPERATION keyword 226, 228
operators
arithmetic 218
logical 216
precedence 219
qualifications and 216
OR operator 216
OS keyword 126, 226, 254
P
PERFORM-ACTION commands 271
PERFORM-ACTION-SEND-EVENT
Data Visualization fields 287
PERFORM-ACTION-TABLE-ADD-ROW 278
PERFORM-ACTION-TABLE-DELETE-ROW 280
PERFORM-ACTION-TABLE-GET-CURRENT-CHU
NK 281
PERFORM-ACTION-TABLE-SET-ROWSTATE 283
performance tips
optimize Set Field If qualifications 133
SQL searches 248
using Analyzer 194
permissions
guides 145
Run Process action 125
workflow objects 47
plug-ins 249
precedence, operator 219
primary form 36
$PROCESS$
commands 258
using 253
process commands
about 258
Application command descriptions 261
Application commands 259
case sensitivity 260
descriptions 261
PERFORM-ACTION 259
PERFORM-ACTION command descriptions 271
syntax 259
types 259
using quotation marks 260
Index 313
A B C D E F G H I J K L M N O P Q R S T U V W X Y Z
workflow command descriptions 271
workflow commands 259
PROCESS keyword 258
differences from Run Process action 258
when to use 258
process results
$PROCESS$, using 253
assigning values from 253
processing
active links 176
filters 177
product support 3
Prompt Bar and Message action 93
properties and workflow objects 47
Push Fields action
about 119
defining 119
dynamic data source 122
Get Data As user property 303
mapping fields to values 68
SAMPLE DATA 122
using SAMPLE DATA 72
workflow types 75
pushing data to another form 119
Q
qualifications 50
about 50
assigning field values 70
checking with Analyzer 194
content assist 52
database values in 58
determining If and Else Actions 64
escalations 50, 57
expression editor 70
filter examples 59
formatting conventions 53
keyword values 221
keywords in 55
nonnumeric values in 55
NULL values 55
operators, list of 216
optimizing performance 57
status history in 56
syntax 51
system performance, improving 56
transaction values in 58
using fields in 53, 55
using quotes in 55
wildcards 220
workflow 50
quotation marks in process commands 260
R
Record Object Relationships 194
relational algebra and NULL values 241
REPLACE function 237
reporting
embedded, saving to disk 114
Open Window active link action 112
type (Open Window action) 113
requests, matching 121
restricting filter data retrieval 301
Return active link execution option 43
reusable workflow 32
RIGHT function 237
RIGHTC function 238
ROLES keyword 226
ROUND function 238
Row Choice active link execution option 43
Row Double Click or Return active link execution
option 43
row selection, controlling 300
rows
inserting empty in on-screen table 278
removing from on-screen tables 280
setting state in tables 283
RPAD function 238
RPADC function 238
RTRIM function 238
rules
Analyzer 194
SQL operations 248
Run If qualifications. See qualifications
Run Macro action
about 123
defining 123
workflow types 75
Run Process action
about 124, 258
access control and 125
active link syntax 126
Application command descriptions 261
checking client environment 126
command syntax 259
defining 124, 125
differences from Set Fields with $PROCESS$ 258
filter phasing and 258
overview 258
permissions 125
process commands 259
sending events to Data Visualization field 287
314 Workflow Objects Guide
A B C D E F G H I J K L M N O P Q R S T U V W X Y Z
special commands 258
syntax guidelines 126
UNIX servers and 126
when to use 258
Windows servers and 126
workflow command descriptions 271
workflow types 75
Run Process command
browsers and 125
performance 125
Runtime Server Value. See SAMPLE DATA data
source
S
SAMPLE DATA data source 71, 73
saving embedded reports to disk 114
SCHEMA keyword 226
SCHEMA-ALIAS keyword 227
Search active link execution option 40
SECOND function 238
security
databases 249
Direct SQL actions 249
SQL commands 84
SELECTEDROWCOUNT function 238
sending events
about 295
additional considerations 296
CURRENTWINID keyword 222
Event execution option 40
EVENTSRCWINID keyword 223
EVENTTYPE keyword 224
example procedure 297
LASTOPENEDWINID keyword 226
PERFORM-ACTION-SEND-EVENT
command 276
SERVER keyword 227
server-side table fields
creating a filter guide using 162
implementation 164
limitations 164
looping with a filter guide 160
SERVERTIMESTAMP keyword 227
Service action
about 127
defining 128
mapping fields to values 68
using SAMPLE DATA 72
Service filter execution option 44
Set Default active link execution option 40
Set Fields action
about 129
assigning values by issuing request to a plug-in
service 249
assigning values by using arithmetic
operations 255
assigning values from a process 253
assigning values through SQL statements 244
CURRENT SCREEN data source 131
CURRENT TRANSACTION data source 131
data sources 129
defining 130, 131, 132
Filter API plug-in server 249
filter phasing and 258
Get Data As user property 302
mapping fields to values 68, 70
SAMPLE DATA data source 135
SERVER data source 132
special considerations 136
using functions 251
using SAMPLE DATA 72
using the $PROCESS$ keyword 258
workflow types 75
shared guides, examples 147
shared workflow
about 32
deployable applications warning 33
examples 34, 147
guides 146
show Close button in dialog box 104, 118
SQLANSI standards, using 84, 244
command (Direct SQL action) 85
result column (set fields) 247
rules for operation 248
SQL commands, security 84
status history in qualifications 56
STRSTR function 239
STRSTRC function 239
Submit
active link execution option 40
filter execution option 44
SUBSTR function 239
SUBSTRC function 240
subtract operator 218
support, customer 3
syntax
Application commands with qualifications 260
process commands 259
T
table fields
Index 315
A B C D E F G H I J K L M N O P Q R S T U V W X Y Z
controlling row selection 300
server-side looping 160
table loops
active link guides and 151
performance 154
Table Refresh active link execution option 43
tables
inserting empty row on-screen 278
removing rows on-screen only 280
returning index of current chunk 281
setting row state 283
take no action (Push Fields) 121
TCPPORT keyword 227
technical support 3
TEMPLATE function 240
Time escalation execution option 45
TIME function 240
TIME keyword 227
TIMESTAMP keyword 185, 227
toolbar buttons
appearance 170
deleting 171
tooltips
accessibility support 93
creating 90
formatting 92
HOVER function 91
wait time 92
transaction values 58
troubleshooting, checking workflow with
Analyzer 194
TRUNC function 240
U
Un-Display active link execution option 40
UPPER function 240, 251
Use First Matching Request Based On Locale
setting 134
USER keyword 227
V
values
assigning with plug-in 249
qualifications and 55
VERSION keyword 228
View Extension preference 119
views, selecting with Open Window action 119
VUI keyword 228
VUI-TYPE keyword 228
W
Wait action 136
about 136
defining 136
workflow types 75
warnings
ANSI SQL standards, using 84, 244
Application-Release-Pending command, use
with caution 270
WEEKDAY
function 240
keyword 228
wildcards 220
Window Closed active link execution option 40
Window Loaded active link execution option 41
Window Open active link execution option 41, 177
windows
events. See Default Para Font> sending events
modify or display 108
report 112
search or submit 106
workflow
$PROCESS$ commands 257
about 16
comparison 18
creating 19, 65
creating qualifications 50
dynamic data destination 71
dynamic data source 71
editing 20
events, sending 295
execution options 37
execution order 177
expressions 50
field names and values in 68
mapping fields to values 68, 70
object relationships 194
objects 16
procedures 19
qualifications 50
reusable 32
Run If qualifications 50
Run Process commands 257
run time design 71
selecting fields 68
shared 32
shared workflow 146
shared, examples of 34
types of actions 75
using Analyzer to check object relationships 194
workflow actions
316 Workflow Objects Guide
A B C D E F G H I J K L M N O P Q R S T U V W X Y Z
Call Guide 75, 76
Change Field 75, 77
changing order 67
Close Dialog 81
Close Window 75, 81
Commit Changes 75, 82
creating 66
creating and modifying 65
DDE 75, 83
deleting 67
Direct SQL 75, 83
DSO 85
Exit Guide 75, 86
Go to Guide Label 75, 86
Goto 75, 87
If and Else 64
Log to File 75, 88
Message 75, 88
modifying 67
Notify 75, 95
OLE Automation 75, 101
Open Window 75, 102
Push Fields 75, 119
Run Macro 75, 123
Run Process 75, 124
Service 127
Set Fields 75, 129
types 75
Wait 75, 136
workflow editor 20, 22, 64
workflow objects
analyzing 206
associating to a form 36
copying 48
permissions 47
properties 47
saving 48
workflow process commands 271
Y
YEAR function 240

*183986*