ITIL Quick Reference Guide
User Manual:
Open the PDF directly: View PDF
.
Page Count: 50

http://www.tutorialspoint.com/itil/itil_quick_guide.htm Copyright © tutorialspoint.com
ITIL - QUICK REFERENCE GUIDE
ITIL - QUICK REFERENCE GUIDE
ITIL Overview
ITIL is a framework providing best practice guidelines on all aspects of end to end service
management. It covers complete spectrum of people, processes, products and use of partners.
Now a day’s ITIL is being practiced by almost every company providing IT services to the
customers.
The processes, tasks and checklists described in ITIL are not organization-specific, but
can be implemented by any organization. It gives organization a framework to plan,
implement and measure IT services.
ITIL was published in 1989 by Her Majesty's Stationery Office HMSO in UK on
behalf of the Central Communications and Telecommunications Agency CCTA,
now subsumed within the Office of Government Commerce OGC.
Why ITIL is required?
ITIL helps business managers and IT managers to deliver services to the customers in effective
manner and hence gaining the customer’s confidence and satisfaction. Here are the areas where
ITIL plays an effective role:
IT and business strategic planning
Integrating and aligning IT and business goals
Implementing continuous improvement
Acquiring and retaining the right resources and skill sets

Reducing costs and the Total Cost of Ownership
Demonstrating the business value to IT
Achieving and demonstrating Value for Money and Return on Investment.
Measuring IT organization effectiveness and efficiency
Developing business and IT partnerships and relationships
Improving project delivery success
Managing constant business and IT change
ITIL Versions
ITIL was originated as collection of books. These books of ITIL cover all aspects of IT service
management. Since its origin, it has undergone many changes which lead to the following versions
of ITIL:
ITIL V1 was the initial version of ITIL consisting of 31 books
From 2000 to 2004, ITIL V1 was revised and replaced by 7 books ITILV2. This version
became globally accepted and is now used in many countries by thousands of organizations
In 2007, ITIL v2 was modified and consolidated with 3rd version of ITIL, consisting of five core
books covering the service lifecycle. ITIL V3 included 26 processes and 4 functions
In 2011, the 2011 edition of V3 was published. It was an updated version released in 2007.
ITIL Publications
ITIL core publications include a set of five manuals: Service Strategy, Service Design, Service
Transition, Service Operation and Continual Service Management.
Benefits of ITIL
Following diagram shows several benefits of ITIL:

ITIL V2 vs. ITIL V3
ITIL V2 ITIL
V3
Focused on product, process and people. Focused on product, process, people and
partner.
Process oriented approach Lifecycle based approach.
Security management is part of evaluation Security management is a separate
process
Emphasizes on service design and service
strategy
Equal attention to all processes
Have 10 processes and 2 functions Have 26 processes and 4 functions.
Service Basics
Service
Service is a means of delivering value to customers by achieving customer's desired results while
working within given constraints.
Services vs. Product
Services Products
Services are not tangible. Products are tangible.
Services are produced and consumed
at same time.
Products are not produced and consumed
at same time.
Services are inconsistent. Products are consistent.
The user participates in the production
of services.
The user doesn’t participate in the
production of products.

Service Management
Service Management refers to all aspects of the management of IT service provision. According
to ITIL, Service management contains all organizational capabilities for generation of added value
to the customers as service.
Goals of Service Management
Here are the main goals of Service management:
Make IT services adaptable towards the present and future requirements of an organization
and its customers
Develop and maintain good & responsive relationship with the business
Make effective and efficient use of all IT resources
Optimizing the quality of delivered services
Reduction of long term cost of service delivery
Achieving Service Management
Here are the key activities needed to be performed in order to achieve business and customer’s
satisfaction:
Service Lifecycle
The complete framework of ITIL is based on service lifecycle. Each lifecycle defines certain
processes for effective service management.
Service lifecycle helps to amplify the service management approach and to achieve better
understanding of its structure. In the coming chapters, we will be discussing all lifecycle
individually with their processes and functions.
Processes and Functions
There are 26 processes and 4 functions in ITIL V3. These processes and functions are discussed in
detail with each service lifecycle in further chapters.
Process

Process defines policies, standards, guidelines, activities, and work instructions. A process takes
some defined inputs to produce desired results.
Functions
A function is defined as group of people or tools required to carry out one or more processes and
activities.
Service Strategy Overview
Service Strategy helps to design, develop and implement service management as organizational
capabilities and strategic assets as well. It enables a service provider to consistently outperform
competitive alternatives over time, across business cycles, industry disruptions and changes in
leadership.
Service strategy comprises of the following key concepts:
Value creation
Service Assets
Service Provider types
Service structures
Defining the service market
Developing service offerings
Financial management
Service portfolios
Demand management
Return on investment
Strategic Assessment
Before crafting service strategy, a provider should first take a careful look at what it does already.
The following questions can help expose a service provider’s distinctive capabilities:
Which or our services or service verities are the most distinctive?
Which or our services or service verities are the most profitable?
Which of our activities in our value chain or value network are the most different and
effective?
Factors in Strategic Assessment
Here are the key factors that play important role in strategic assessment:

S.N. Description
1. Strengths and weaknesses
The attributes of the organization. For example resources and capabilities,
service quality, skills, cost structures, product knowledge, customer
relationship etc.
2. Business Strategy
The perspective, position, plans and patterns are received from a business
strategy.
3. Critical Success factorsHow will the service provider know when it is
successful?
4. Threats and opportunitiesIncludes competitive thinking. For example, is
the service provider vulnerable to substitution?, or Is there a means to
outperform competing alternatives?
Value Creation
Service strategy defines a unique approach for delivering better value. According to customers
service consist of two elements:
Utility
Warranty
Utility
Utility is perceived by the customer from the attributes of the service that have positive effect on
the performance of task associated with the desired business outcomes. This is fir for purpose.
Utility is generally stated in terms of:
Outcomes supported
Ownership costs and risks avoided
Warranty
Warranty ensures the utility of the service is available as needed with sufficient capacity,
continuity, and security. Value of warranty is communicated in terms of level of certainty.
Warranty is usually defined in terms of availability, capacity, continuity, and security
of the utilization of the services.
Service Assets
There are two types of service assets as listed below:
Resources
Capabilities
Resources
Resources are the inputs for production. The resources are transformed by management,

organization, people and knowledge.
Capabilities
Capabilities refer to skills to develop and control the resources for production. The skills are based
on knowledge, experience and information.
Service Provider Types
Service Provider can be broadly classified into three types as described below:
Type I Internal Service Provider
Internal Service provider refers to the business functions within an organization. Administration,
finance, human resources, and IT service providers all comes under internal service providers.
Type II Shared Service Provider
In this, business functions such as IT, human resources, and logistics are consolidated into an
autonomous special unit called a Shared Service Unit SSU.
Type III External Service Provider
External service provider refers to the third party service providers. It can offer competitive prices
and drive down unit cost by consolidating demand.
The Four Ps of strategy
The below mentioned Four Ps identify the different forms of a service strategy and are considered
as entry points to service strategy.

Services strategy processes
The following diagram expresses the different processes and their relationship in service strategy:
Service Strategy Roles
There are several roles that are responsible for managing different key aspects of Service
Strategy. Here we will discuss all of the roles in this chapter.
S.N. Role Responsibility
1. Business
Relationship
Manager
Maintains good relationship with customers
Identifies customer’s needs
Ensures service provider meet customer’s need
Works closely with Service Level Manager
2. Demand
Manager Responsible for understanding, anticipating, and influencing
customer demand for services
Works with capacity manager to ensure that service provider
has sufficient capacity to meet the required demand
3. Financial
Manager Responsible for accounting, budgeting, and charging

Manager
requirements
4. IT Steering
Group ISG Sets direction and strategy for IT services
Reviews the business and IT strategies in order to make sure
that they are aligned
Sets priorities of service development programs
5. Service Portfolio
Manager Decides on a strategy to serve customers in cooperation with
ISG
Develops service provider’s offering and capabilities
6. Service Strategy
Manager Works with ISG in producing and maintaining the service
provider’s strategy
Responsible for communicating and implementing service
strategy
Strategy Generation
For positive results, service provider needs to plan his services strategically. A good service
strategy defines a unique approach for delivering better value.
Service Strategy Manager is the process owner of this process.
Service Generation Sub processes
Strategy Management comprises of four activities as listed below:
Defining the market
Developing offerings
Developing strategic assets
Measuring and Preparation for implementation of strategy
Defining the market
It is necessary to take survey of services available in the market. It gives a clear perspective of cost
and quality of services already present and what new service can be offered in competitive
environment.
Developing offerings
In this service provider develops a portfolio which contain all the services that are visible and
available for the customer. Service portfolio is developed in order to represent all binding service
investments towards the market.
Developing strategic assets

It deals with buying new technologies, resources and capabilities to offer law-cost and high-value
service to the customer.
Measuring and Preparation for implementation of strategy
In order to measure success or failure of the strategy, all critical success factors are measured.
Also the completion in the market is observed and priorities are
Service Portfolio Management
Service Portfolios
Service portfolio contains description of all the services engaged throughout the service lifecycle.
It also represents the commitment and investment made by service provider across all customers
and market spaces.
Service catalogue is subset of service portfolio and contains presently active services
in service operation phase. We will discuss service catalogue in detail as part of
service design process.
Service portfolio management ensures that the service provider is offering right combination of
services to meet the customer’s need.
Service Portfolio Manager is the process owner of this process.
The purpose of service portfolio management is to provide answer to the following questions:
Why should customer buy this service?
Why should they buy from us?
What form does the pricing structure take?
What are our strengths and weaknesses, priorities and risks?

How should we apply our resources and capabilities?
Sub Processes
Service portfolio management includes sub processes as shown in the following diagram:
Define
The purpose of this process is to define desired results of a service.
Analyze
The purpose of this process is to analyze the impact of proposed new service or changed service
on existing services in service portfolio.
Approve
The purpose of this process is to submit change proposal to change management and to initiate
the design stage for the new or changed service if change proposal is authorized.
Charter
The purpose of this process is to communicate decisions, allocate resources and charter services.
Business Relationship Management
Business Relationship Management generally includes:
Managing personal relationships with managers
Providing input to Service Portfolio Management

Ensuring that IT service provider is satisfying the customer’s need
Business Relationship Manager is the process owner of this process.
Sub-Processes
Business Relationship Management includes following sub-processes:
Maintain Customer Relationship
Identify Service Requirements
Sign up customers to Standard Services
Handle Customer Complaints
Monitor Customer Complaints
Customer Satisfaction Survey
Maintain Customer Relationship
This process ensures that service provider understands customer’s need and set up relationships
with new potential customers.
Identify Service Requirements
This process ensures that service provider have complete understanding of output of a service and
to decide if the customer’s need can be fulfilled using an existing service offering or if a new
service needs to be created.
Sign up customers to Standard Services
This process deals with customer requirements and service level agreements.
Handle Customer Complaints
The objective of this process is to record customer’s complaints and take corrective action if
required.
Monitor Customer Complaints
The objective of this process is to monitor the processing status of customer’s complaints.
Customer Satisfaction Survey
The objective of this process is to identify the scopes where customer expectations are not being
met.
Demand Management
Demand Management is very important and critical process in service strategy. It helps to
understand customer demand for services so that appropriate capacity can be provisioned to
meet those demands.
Improper demand management leads to improper use of services and resources. Hence it’s worth

to analyze customer’s demand.
Demand Manager is the process owner of this process.
Stratigical Level Demand Management
Under Stratigical Demand Management we focus on two important things:
Pattern of Business Analysis
User Profiles
Pattern of Business Analysis PBA
PBA is an extremely important activity achieved by knowing customer how they operate and
future requirement they might need.
User Profiles
It is the demand pattern shown by users. It can be processes, people or functions.
Tactical Level Demand Management
Under tactical level demand management we focus on Differential Charging. It is a technique to
support Demand Management by charging different amounts for same IT Service Function at
different times.
Challenges in Demand Management
Demand Management is critical process of service strategy. Following are the challenges that
occur in this process:
Improper analyses of customer’s demand leads to improper use of capacity. Excess capacity
generates cost without creating value
Sometimes certain amount of unused capacity is necessary to deliver service levels. Such
capacity is creating value through the higher level of assurance made possible with the
higher capacity
It is required to have service level agreements, forecasting, planning, and tight coordination
with the customer to reduce uncertainty in demand

Service production cannot occur without concurrence presence of demand that consumes
the output
Arrival of demand is also influenced by demand management techniques such as off-peak
pricing, volume discounts, and differentiated service levels
Financial Management
Financial Management deals with accounting, budgeting and charging activities for services. It
determines all the costs of IT organization on the basis of direct and indirect costs. This process is
used by all three types of service providers – internal, external or shared service providers.
Financial Manager is the process owner of this process.
Benefits of Financial Management
Here are some of the benefits of Financial Management:
Enhanced decision making
Speed of change
Service portfolio management
Operational control
Value capture and creation
Key decisions for Financial Management
Cost centre, value centre or accounting centre?
It is important to decide that how funding will be replenished. Clarity around the operating model
greatly contributes to understanding the requisite, visibility of service provisioning costs, and
funding is a good test of the business’s confidence and perception of IT.
The IT financial cycle starts with funding applied to the resources that create output which is
identified as value by the customer. This value in turn includes the funding cycle to begin again.
Chargeback: to charge or not to charge
A chargeback model provides added accountability and visibility. Charging should add value to the
business.
Chargeback models vary based on simplicity of calculations and the ability for the business to
understand them. Some sample chargeback model includes the following components:
Notional charges
This address whether a journal entry will be made to the corporate financial systems. Here we
have two-book method in which one records costs in corporate financial systems while a second
book is kept but not recorded.
This second book gives same information but reflects what would have happened if alternative
method of recording had been used.
Tiered Subscription
It refers to varying levels of warranty and /or utility offered for a service, all of which have been
priced, with appropriate chargeback model applied.

Metered usage
In this demand modeling is incorporated with utility computing capabilities to provide confidence
in the capture of real-time usage.
Fixed or user cost
In this cost is divided by an agreed denominator such number of users.
Service Design Overview
Service Design provides a blueprint for the services. It not only includes designing of new service
but also devises changes and improvements to existing ones.
It also let the service provider know how the design capabilities for service management can be
developed and acquired.
Balanced Deign
It is necessary for services to be adaptable to changing business requirements on dynamic basis.
For this a balance must be maintained between following three factors:
Functionality with the required quality.
Resources i.e. staff, technologies, and available finances.
Timetable
Aspects of Service Design
Service Design focuses on the following aspects:
IT Services designed to meet business objectives.
Services designed to be both fit for purpose and fit for use.
Cost of ownership planed to achieve return on investment.

Balanced functionality, cost and performance.
IT services more stable and more predictable.
Potential risk mitigated, so the IT service is protected from security threats.
Design technology architectures, management architectures, and system management
tools.
Design of the measurement systems, methods, and metrics for services, processes,
architectures and underlying components.
Design of the service solution including all agreed functional requirements, resources and
capabilities.
Service Oriented Architecture
Service Oriented Architecture SOA refers to developing independent usable services. SOA is
defined by Organization for the Advancement of Information Structured OASIS. SOA provides
more flexibility through modularity.
Prerequisites for SOA approach
Here the prerequisites required for implementation of SOA approach:
Definition of services
Clarity regarding interfaces and dependencies between services
The application of standards for the development and definition of services
Use of broadly-based technologies and tools.
Service Design Processes
Following table describes several processes in Service Design:
S.N. Process Description
1. Design Coordination
It deals with maintaining policies, guidelines, standards, budget for service design
activity.
2. Service Catalogue Management
This process is responsible for designing service catalogue containing service specific
to the customer for which they are willing to pay.
3. Service Level Management
The goal of this process is to ensure quality of the services meet provisioned quality
agreements.
4. Capacity Management
Capacity Management ensures optimal and economic usage of existing resources and
future capacity requirement planning.
5. Availability Management
Availability Management ensures the operative services meet all agreed availability
goals.
6. IT Service Continuity Management
This process ensures continuity of IT services regardless of any disaster occurs.
7. Information Security Management
This process ensures confidentiality, integrity, availability of data.

8. Supplier Management
This process ensures supplier relationship & performance and also ensures
management of right and relevant contracts with supplier.
Service Catalogue Management
Service Catalogue contains information of specific services for which customer are willing to pay. It
is a knowledge management tool which allows employees and consultants to route their request
for and about services.
Service catalogue is subset of service portfolio and contains presently active services
in service operation phase.
Service Catalogue Composition
Each service in the catalogue contains the following elements:
A identification label for the service
Description of services
Related service request types
Any supporting or underpinning services
Service categorization or type that allows it to be grouped with other similar services
Interfaces and dependencies between all services, and supporting components and
configuration items CIs within the service catalogue and the CMS
Clear ownership of and accountability for the service
Associated costs
How to request the service and how its delivery is fulfilled
Escalation points and key contracts

Service level agreement SLA data
Service Catalogue Aspects
Service catalogue has two aspects:
Business Service Catalogue
It contains all the IT services delivered to the customer, together with their relationship to the
business units and the business process that rely on the IT services.
Technical Service Catalogue
It contains all the IT services delivered to the customer, together with their relationship with
supporting services, shared services, components, and CIs necessary to support the provision of
the service to the business.
Service catalogue management process is responsible for providing information regarding all
agreed services to all authorized persons. This process also takes care of creation and
maintenance of service catalogue with correct and updated information.
Service Catalogue Manager is the process owner of this process.
Any change to service portfolio or service catalogue is subject to Change
Management process.
SCM Activities
Here are the key activities included in Service Catalogue Management:
Agreeing and documenting a service definition with all relevant parties
Interfacing and Service Portfolio Management to agree the contents of the Service Portfolio
Management to agree the contents of the Service Portfolio and Service catalogue
Interfacing with the business and IT Service Continuity Management on the dependencies of
business units and their business processes with the supporting IT services contained within
the Business Service Catalogue
Producing and maintaining a Service Catalogue and its contents, in conjunction with service
portfolio
Interfacing with Business Relationship Management and Service Level Management to
ensure that the information is aligned to the business and business process.
Service Level Management
Service Level Management SLM deals with negotiating, agreeing and documenting existing
services with some level of policies.
Service Level Manager is the process owner of this process.
SLM deals with following two kinds of agreements:
1. Service Level Agreement SLA
2. Operational Level Agreement OLA

SLM Activities
The following diagram describes activities involved in SLM process:
Service Level Requirement SLR is one of the earliest activities in Service design of
Service Lifecycle. SLR needs to be drafted, once the service catalogue has been
produced and SLA structure has been agreed
Objectives
Here are the objectives of SLM:
S.N. Objectives
1. Define, document, agree, monitor, measure, report, and review the level of IT
service provided.
2. Provide and improve the relationship and communication with the business
and customers.
3. Ensure that specific and measurable targets are developed for all IT services.
4. Monitor and improve customer satisfaction with the quality of service
delivered
5. Ensure that IT and customers have a clear and unambiguous expectation of
the level of service to be delivered
Capacity Management
Capacity Management ensures proper utilization of available resources and makes future
capacity requirement available in cost-effective and timely manner. Capacity Management is

considered during Service Strategy and Service Design phases.
It also ensures that IT is sized in optimum and cost-effective manner by producing and regularly
upgrading capacity plan.
Capacity Manager is the process owner of this process.
Capacity Management Activities
The following table describes several activities involved in Capacity Management Process:
S.N. Capacity Management Activities
1. Producing capacity plans, enabling service provider to continue to provide services of
quality defined in SLA.
2. Assistance with identification and resolution of any incident associated with any service
or component performance.
3. Understanding customer’s current and future demands for IT resources and producing
forecasts for future requirements
4. Monitoring Pattern of Business activity and service level plans through performance,
utilization and throughput of IT services and the supporting infrastructure,
environmental, data and applications components.
5. Influencing demand management in conjunction with Financial Management
6. Undertaking tuning activities to make the most efficient use of existing IT resources.
7. Proactive improvement of service or component performance
Objectives
Here are the several objectives of Capacity Management:
S.N. Objectives
1. Produce and maintain an appropriate up-to-date capacity plan reflecting the current and
future needs of the business.
2. Provide advice and guidance to all other areas of the business and IT on all capacity and
performance related issues.
3. To manage performance and capacity of both services and resources.
4. Assisting with diagnosis and resolution of performance and capacity related incidents
and problems.
5. Assess the impact of all changes on the capacity plan, and the performance and capacity
of services and resources.
6. Ensure that proactive measures to improve the performance of services are
implemented wherever it is cost justifiable to do so.
Capacity Management Elements
Capacity Management broadly includes three components: Business capacity management,

Service capacity management, and Component capacity management as shown in the
following diagram:
Availability Management
Availability Management AM ensures that IT services meet agreed availability goals. It also
ensures new or changed service meet availability goals and doesn’t affect the existing services.
Availability is expressed as:
Agreedservicetime–Downtime/Agreed Service Time
Availability Manager is the process owner of this process.
Objectives
Here are the objectives of Availability Management:

Availability Management Process
Availability Management process is comprises of following key elements:
Reactive activities
Proactive activities
Reactive activities
Activities that are involved in operational roles are known as reactive activities. Activities such as
monitoring, measuring, analysis and management of all events, incidents and problem involving
unavailability come under reactive activities.
Proactive activities
Activities that are involved in design and planning roles are known as proactive activities. Activities
such as proactive planning, design & improvement of availability come under proactive activities.
Availability Management process is completed at following two interconnected levels:
Service availability
Component availability
Service availability
It deals with availability and unavailability of service and also the impact of component availability
and unavailability on service availability.
Component availability
It deals with component availability and unavailability.

Availability Management sub-processes
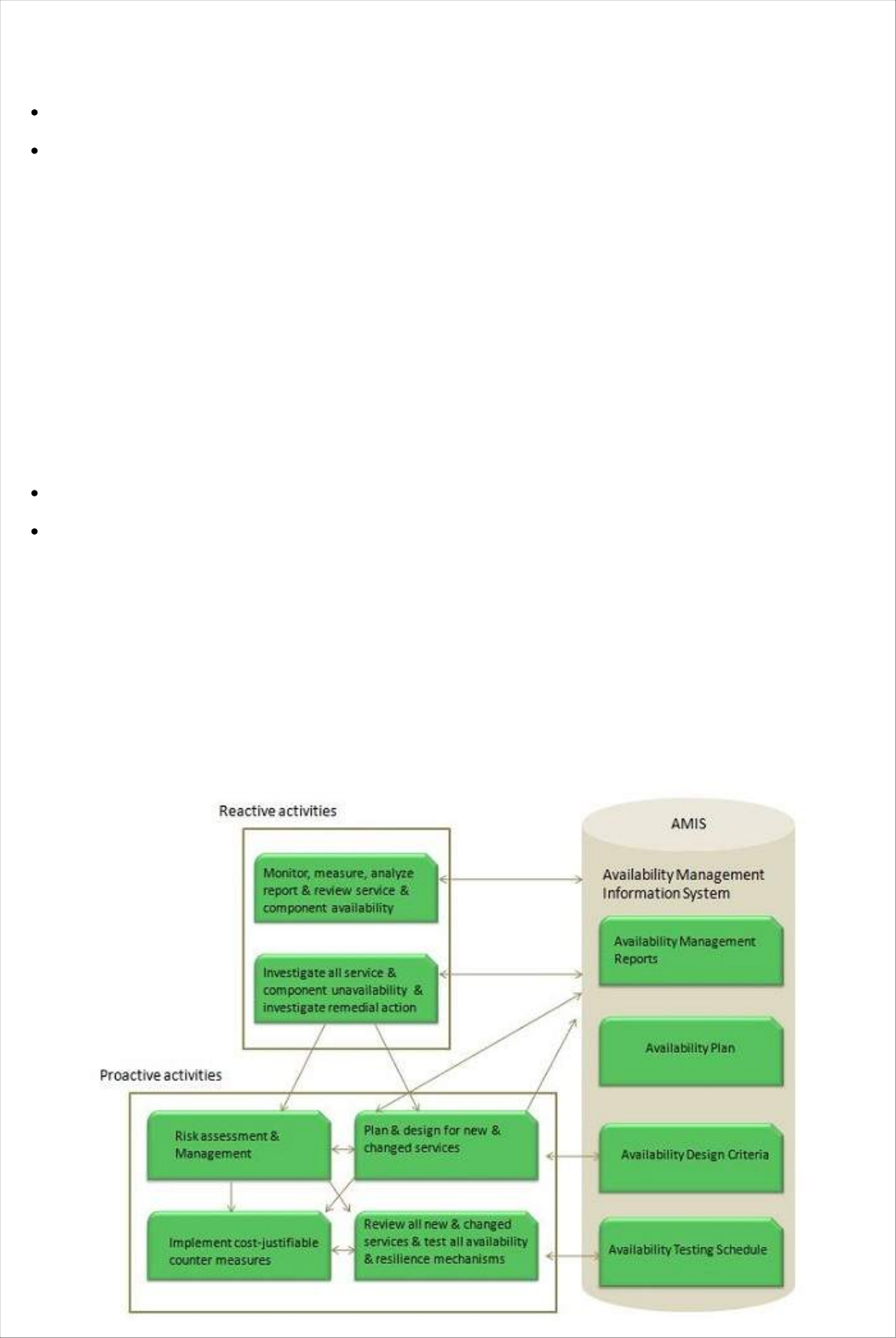
The following diagram shows sub-processes involved in Availability Management process:
Service Continuity Management
ITSCM ensures continuity of IT service in time of any disaster. It also evaluates the level of
insurance we need to protect service assets and a manuscript to recover from a disaster.
IT Service Continuity Manager is the process owner of this process.
Objective
The following diagram shows the several objectives of ITSCM:
ITSCM Process
ITSCM process comprises of four stages: Initiation, Requirements & strategy,

Implementation, and Ongoing operation.
Information Security Management
Information Security Management ISM ensures confidentiality, authenticity, non-repudiation,
integrity, and availability of organization data and IT services. It also ensures reasonable use of
organization’s information resources and appropriate management of information security risks.
Information Security Manager is the process owner of this process.
Information security is considered to be met when:
Information is observed or disclosed on only authorized persons
Information is complete, accurate and protected against unauthorized access integrity
Information is available and usable when required, and the systems providing the
information resist attack and recover from or prevent failures availability
Business transaction as well information exchanges between enterprises, or with partners,
can be trusted authenticityandnon −repudiation
ISM Security Policy
It is required for ISM security policies cover all areas of security, be appropriate, meet the needs of
business and should include the policies shown in the following diagram:

ISM Framework
ISM Process
The following diagram shows the entire process of Information Security Management ISM:
Key elements in ISM Framework
ISM framework involves the following key elements:
Control
The objective of Control element is to:
Establish an organization structure to prepare, approve and implement the information
security policy
Allocate responsibilities
Establish and control documentation
Plan
The purpose of this element is to devise and recommend the appropriate security measures,
based on an understanding of the requirements of the organization.
Implement

This key element ensures that appropriate procedures, tools and controls are in place to underpin
the security policy.
Evaluation
The objective of Evaluation element is to:
Carry out regular audits of the technical security of IT systems
Supervise and check compliance with security policy and security requirements in SLAs and
OLAs
Maintain
The objective of Maintain element is to:
Improve on security agreements as specified in, for example, SLAs and OLAs
Improve the implementation of security measures and controls
Preventive
This key element ensures prevention from security incidents to occur. Measures such as control of
access rights, authorization, identification, and authentication and access control are required for
this preventive security measures to be effective.
Reductive
It deals with minimizing any possible damage that may occur.
Detective
It is important to detect any security incident as soon as possible.
Repressive
This measure is used to counteract any repetition of security incident.
Corrective
This measure ensures damage is repaired as far as possible.
Supplier Management
Supplier Management deals with maintaining good relationship between suppliers and the
partners to ensure quality IT services.
Supplier Manager is the process owner of this process.
Objectives
The following diagram shows several objectives of supplier management:

Supplier Management Process
The following diagram shows several activities included in Supplier Management:
Here are the activities involved in Supplier Management Process:
Implantation and enforcement of the supplier policy
Maintenance of an SCD
Supplier and contract evaluation and selection
Supplier and contract categorization and risk assessment
Contract review, renewal and termination
Development, negotiation and agreement of contracts
Maintenance of standard contracts, terms and conditions
Management of contractual dispute resolution
Management of sub-contracted suppliers
Agreement and implementation of service and supplier improvement plans
Service Transition Overview
Service Transition manages transition of a new or changed service. It ensures all changes to the
service management processes are carried out in coordinated way.

Objectives
Here are the several objective of Service Transition:
S.N. Objectives
1. Provide a consistent framework for evaluating the service capability and risk profile
before a new or changed service is released or deployed.
2. Establish and maintain the integrity of all identified service assets and configurations as
they evolve through the service transition stage.
3. Plan and manage the capacity and resources required to package, build, test, and deploy
a release in to production and establish the service specified in the customer and
stakeholder requirements.
4. Provide efficient repeatable build and installation mechanisms that can be used to
deploy releases to the test and production environments and be rebuilt if required to
restore service.
5. Ensure that service can be managed, operated and supported in accordance with the
requirements and constraints specified in service design.
Service Transition Benefits
Service Transition helps to improve several things as discussed below:
Quick adaptability to new requirements
Transition management of mergers, de-mergers, acquisitions and transfer of services
Success rate of changes and releases for the business
Success rate of changes and releases for the business
Predictions of service levels and warranties for new and changed service

Confidence in the degree of compliance with business and governance requirements during
change
Variation of actual against estimated and improved plans and budgets
Productivity of business customer staff
Timely cancellation or changes to maintenance contracts for software and hardware when
components are decommissioned.
Understanding the level of risk during and after change
Service Transition Processes
Here are the processes involved in Service Transition:
S.N. Process Description
1. Transition Planning and Support
This process deals with management and control of transition plan.
2. Change Management
This process ensures manage and control change management process. It also prevents
any unauthorized change to occur.
3. Service Asset and Configuration Management SACM
It maintains database for configuration items such as servers, switches, routers etc.
4. Release and Deployment Management
This process deals with management and control of movement of releases to test and
live environment.
5. Service validation and Testing
This process deals with the quality of services offered.
6. Knowledge Management
This process deals with gathering, storing, analyzing, and sharing knowledge.
Project Management
Transition Planning and support Projectmanagement deals with planning the resources to deploy
major release within predicted cost, time and quality estimates.
Project manager is the process owner of this process.
Objectives
The following diagram describes the several objectives of project management process:

The Service Transition Strategy considers several aspects to organize Service
Transition and allocating resources:
Purpose, goals, and objectives of Service Transition
Framework for Service Transition
Context, e.g. service customers, contract portfolios
Criteria
Organizations and stakeholders involved in transition
People
Approach
Schedule for milestones
Financial requirements
Planning an individual Service Transition
Service Transition plans describe tasks and activities required to release and deploy a release in to
the test environment. It is good practice to deploy Service Transition plan from a proven Service
Transition model.
Service Transition Plan also includes:
Issues and risks to be managed
Activities and tasks to be performed
Schedules of milestones, handover and delivery dates
Staffing, resource requirements, budgets, and timescales at each stage
Lead times and contingency
Key Points:
It is required to have integrated transition plans that are linked to lower level plans such as
release, build and test plans.
It is best practice to manage several releases and deployments as a programme, with each
deployment run as a project.

Reviewing the Plans
It is required to verify the plans as and ask following questions before starting release or
deployment:
Have the plans been agreed and authorized by all relevant parties, e.g. customers, users,
operations and support staff?
Do the plans include the release dates, and deliverables, and refer to related change
requests, known errors and problems?
Has the service Design altered significantly such that it is no longer appropriate?
Have potential changes in business circumstances been identified?
Do the people who need to use it understand and have the required skills to use it?
Have the impacts on cost, organizational, technical and commercial aspects been
considered?
Have the risk to overall services and operation capability been assessed?
Is the service release within the SDP and scope of what the transition model addresses?
Change Management
Change in IT service refers to commissioning, decommissioning or up gradation of configuration
of servers.
All changes are required to be implemented with minimum disruption of IT services.
Change Management process deals with following aspects while implementing a change:
Study the adverse impact of change and minimize it
Create and maintain change management process
Prevent unauthorized changes in the environment
Maintain record of all the changes
Post implementation review of all changes
Change is not implemented by change management team rather it is implemented
by a technical team. Change management team only review and approve the
change.
Change Manager is the process owner of this process.
Key Points:
Change manager is the person who approves the changes and closes it. He also checks
whether it meets the desired result.
Change coordinator raises changes
Change coordinator has to send screen shots after the change in Post Implementation
Report PIR
Objectives

Following are the several objectives of change management process:
Seven Rs of Change Management
These are the seven questions that must be answered for all changes. It helps to assess impact of
changes and risk and benefit to the service.
Request For Change RFC is the key information source and the catalyst for the
change activities of:• Create and record
Review
Assess and evaluate
Authorize

Plan
Coordinate
Review
Close
Each RFC will follow a certain change model that is suitable for the nature and type of
change.
Change Models
There are basically three change models as listed below:
Standard change Model
Normal change Model
Emergency change Model
Standard change model
This model is used for pre-authorized repetitive, low risk and well tested changes.
Normal change model
In this model any change must go through certain steps such as assessment, authorization, and
Change Advisory Board CAB agreement before implementation.
Emergency change model

This change model deals with highly critical changes needed to restore failed high availability
service failure.
Change Advisory Board CAB is a body to authorize the changes and assist change
management in assessing and prioritization the changes.
Assets and Configuration Management
Assets
Asset is something that has financial value with a depreciation rate attached to it. It has a cost and
organization uses it for its asset value calculation.
It doesn’t have direct impact on delivering services. Anything such as servers, buildings,
blackberries, switches, routers etc. comes under assets.
Configuration Items CIs
Configuration item is subset of service assets and have direct impact on delivering services. All
servers, networks, applications that have impact on production are known as configuration item.
Building is an asset but not CI. Document is a CI not an asset.
Hence Service Assets and Configuration Management SACM deals with maintaining up-to-
date and verified database of all assets and CIs which are also made available to other service
management processes.
Configuration Manager is the process owner of this process.
SACM uses Configuration Management System CMS which contains one or more
Configuration Management Databases CMDB.
CIs Types
CIs are categorized into six as shown in the following diagram:
Service Lifecycle CIs
Service lifecycle CIs gives clear picture on:
Services
How services will be delivered?
What benefits are expected?

Service cost
Service CIs
Service CIs refers to:
Service model
Service package
Release package
Service resource assets
Service capability assets
Organization CIs
Organization CIs are internal to an organization but independent of the service provider.
Internal CIs
CIs which are delivered by individual projects are known as Internal CIs.
External CIs
External CIs refer to external customer requirements and agreements, releases from supplier and
external services.
Interface CIs
These CIs are required to deliver end-to-end service across a Service Provider Interface SPI.
Configuration Management System CMS
SACM uses Configuration Management System CMS which contains one or more
Configuration Management Databases CMDB. The database contains information associated
with a CI such as supplier, cost, purchase date, renewal date for licenses and maintenance
contracts and other related documents such as SLA etc.
There are also other attributes for Configuration Items such as:
Unique Identifier
CI type
Name/description
Supply date
Location
Status
License details
Related document masters
Related software masters
Historical data

Relationship type
Application SLA
Service Assets and Configuration Process
SACM process comprises of following five activities:
1. Management and Planning
2. Configuration identification
3. Configuration control
4. Status accounting and reporting
5. Verification and Audit
All of the above mentioned activities are described in the following diagram:
Release and Deployment Management
Release and Deployment Management includes planning, designing, building, testing and
deploying new software and hardware components in the live environment. It is important to
maintain integrity of live environment by deploying correct releases.
Release Manager is the process owner of this process.
Key Points:
Release Unit refers to portion of IT infrastructure that should be released together.
In Release package each of the software in the package depends on other software in the
group for its performance.
Objectives

Release and Deployment management ensures that:
Delivering change faster and at optimum cost and minimized risk
Successful and on schedule deployment of release package.
New or changed services are capable of delivering the agreed service requirements.
There is knowledge transfer to enable the customers and users to optimize their use of
service to support their business activities.
Minimal unpredicted impact on the production services, operation and support organization.
Customers, users and service management staff are satisfied with service transition
practices and outputs.
It is important to define appropriate release package type for a given type of release.
The following diagram illustrates an example of a release package:
Release and Deployment Management Process
Here the activities included in Release and Deployment Management process:

Release Management Support
It provides guidelines and support for the deployment of releases.
Release Planning
The objective of this process is to assign authorized changes to release packages. It also defines
the scope of releases.
Release Build
This process deals with building releases and ensures all components are ready to enter the
testing phase.
Release Deployment
The objective of this process is to deploy new release in the live environment and also arrange
training for end users and operating staff.
Early Life Support
The purpose of this process is to resolve operational issues during initial period after release
deployment.
Release Closure
This process deals with closing a release after verifying if activity logs and CMS contents are up to
date.
Validation and Testing
It is necessary to actively maintain test environments to ensure that the deployed releases meet
the customer’s expectations, and to verify that IT operations are able to support the new services.
Test Manager is the process owner of this process.
The following diagram describes an example of service testing through the Service Transition
stage of the lifecycle:

Knowledge Management
Knowledge Management deals with gathering, storing, analyzing and sharing the knowledge
within an organization. It helps to improve efficiency by reducing the need to rediscover
knowledge.
Knowledge Manager is the process owner of this process.
Objectives
The following diagram describes the several objectives of knowledge management process:

Knowledge Management is a central process that receives input from all other processes and
responsible for providing knowledge to service management processes as shown in the following
diagram.
Service Knowledge Management System SKMS is a central repository of data,
information, and knowledge that the IT organization needs to manage lifecycle of its
services.
Service Operation Overview
Service operationensures that services are being provided efficiently and effectively as per SLAs.
It includes monitoring services, resolving incidents, fulfilling requests and carrying out operational
tasks.
Key Points:
Service Operation includes five process and four functions
Service operation deals with day-to-day activities and infrastructure that are being used to
deliver the services
Service Operations is where all design and transition plans are executed and measured
From customer point of view, Service Operation is where actual value is seen
Service Operation Processes
Service operations include total five processes as described in the following table:
S.N. Process Description
1. Event Management
The objective of this process is to make sure all CIs are monitored constantly. It also filter
and categorize the events in order to decide on appropriate actions.
2. Incident Management
The purpose of Incident Management is to restore the service to the previous stage as
early as possible.

3. Request Fulfilment
This process deals with handling requests such as change password, create new user and
create email id etc.
4. Access Management
This process deals with granting rights to authorized user to use the service.
5. Problem Management
This process deals with finding root cause of the problem and prevent incident to occur
again.
Service Operation Functions
Service Operation comprises of four functions as shown in the following diagram:
Service Desk
Service Desk is the first and single point of contact. It plays vital role in customer satisfaction. It
coordinates activities between end user and IT service provider team. It also own the logged
requests and ensures closure of these requests.
There are four types of Service Desk:
Central Service Desk
In this, there is only one central Service Desk.
Local or distributed Service Desk
It is costly but closer to the user. It’s difficult to manage and maintain.
Virtual Service Desk
It is very costly and result in fast processing.
Specialized Service Desk
It includes dedicated skilled staff for specific queries.

IT Operation Management
This function is responsible for managing organization’s day-to-day operational activities
Technical Management
Technical Management staff includes technical expertises that are responsible for management of
overall IT infrastructure.
Application Management
Application Management is responsible for managing applications and software throughout the
lifecycle of the service.
Event Management
Event is defined as detectable occurrence that has significance for the delivery of IT service.
Events are created by Configuration Item CI or the monitoring tools.
Event Management ensures that all CIs are constantly monitored and define a process to
categorize these events so that appropriate action can be taken if required.
IT Operation Manager is the process owner of this process.
Event Management can be applied on the following aspects:
Configuration Items CIs
Security
Environment Conditions e.g.fireandsmokedetections
Normal activity e.g.trackingtheuseofanapplicationorperformanceofaserver
Software licence monitoring for usage to ensure legal licence utilization and allocation
There are two types of monitoring tools as described below:
Active monitoring tools monitor CIs for their status and availability. Any
deviation from normal operation is communicated the appropriate team for
action
Passive monitoring tools detect and correlate operational alerts or
communications generated by CIs.
Event Management Process
The Event Management Process is self descriptive as shown in the following diagram:

Benefits
Here are the several benefits of Event Management:
It helps to detect incidents at early stage. Thus incident can be assigned to appropriate team
before any service outage occurs
It removes need for expensive and resource intensive monitoring
It can also be applied on some service management processes such as Availability
management or capacity management. It automatically generates signal when status
changes that allow appropriate team to perform early response
Since it is automates, hence provides increased efficiency
Incidents and Requests
Incident is defined as any disruption in IT service. Incident can be reported either through the
Service Desk or through an interface from event management to incident management tools.
Incident Management deals with handling incident and ensures to restore IT service soon as
possible.
Incident Manager is the process owner of this process.
Incident Models
There are always some incidents which are not new. They may happen again over a period of
time. Therefore it is best practice to have pre-defined model to handle such incidents.
An incident models should include:
Steps that should be taken to handle the incident
Chronological order these steps should be taken in, with any dependences or co-processing
defined
Responsibilities: who should do what
Timescales and thresholds for completion of the actions
Escalation procedures; who should be contacted and when
Any necessary evidence-preservation activities

Incident Management Process
Following diagram shows several standard steps to be taken when an incident occurs:
Incident Logging
All incidents should be fully logged and date/time stamped.
Incident Categorization
It is important later when looking at incident types/frequencies to establish trends for use in
Problem Management.
Incident Prioritization
It deals with severity of an incident: Low, Medium or High.
Incident Diagnosis
Service Desk analyst must carry out initial diagnosis while the user is on call and try to discover the
full symptoms of the incident and to determine exactly what has gone wrong and how to correct it.
Incident Escalation
Function escalation
When it becomes clear that Service Desk is unable to resolve the incident or target time for
Service Desk has been exceeded, the incident must be escalated immediately for further support.

Hierarchic escalation
Hierarchic escalation is done when either incident is serious in nature or ‘Investigation and
Diagnosis’ is taking too long time.
Investigation and diagnosis
It includes the following activities:
Understanding what exactly has gone wrong
Understanding chronological order of the events
Confirming the full impact of the incident
Identifying any events that could have triggered the incident
Searching for previous similar kind of incidents
Resolution and recovery
A potential resolution need to be identified, applied and tested.
Incident closure
Before closing an incident, Service desk should ask the user whether he is satisfied and agree to
close the incident.
Request Fulfilment
Service Request refers to demand by the users. These requests can be regarding small changes,
changing the password, installing additional software application, requesting information etc.
Incident is unplanned event but Service Request can be planned.
Key Points:
Depending upon number of Service Requests, an organization usually has, a specialized
teams can be formed to fulfil those requests.
For frequently recurring requests, a predefined model can be devised to fulfil the requests.
Problem Management
In ITIL, Problem is defined as unknown cause of one or more incident.
Problem Management ensures identification of problems and performs Root Cause Analysis. It
also ensures that recurring incidents are minimized and problems can be prevented.
Problem Manager is the process owner of this process.
Key Points:
Problem Management comprises of activities required to diagnose the root cause of the
incident and to determine the resolution to those problems
When a problem is resolved after root cause analysis, it becomes known error

Problem Management also records information regarding problems in a system called
Known Error Database KED
Problem Management consists of following two processes:
Reactive Problem Management is executed as part of service operation
Proactive Problem Management initiated in service operation but generally driven as part of
Continual Service Improvement
Problem Management Process
The following diagram describes activities involved in Problem Management:
Problem detection
Problem can be detected in following ways:
Analysis of incident by technical support group
Automated detection of an infrastructure or application fault, using alert tools automatically
to raise an incident which may reveal the need for problem management
A notification from supplier that a problem exists that has to be resolved
Problem logging
Problem should be fully logged and contains the following details:
User details
Service details

Equipment details
Priority and categorization details
Date/time initially logged
Problem categorization
In order to trace true nature of Problem, It is must to categorize the Problems in same way as
Incidents.
Problem Prioritization
Problems must be categorized in the same way as incidents to identify how serious the Problem is
from an infrastructure perspective.
Workarounds
It is temporary way to overcome the difficulties. Details of workaround should always be
documented within Problem record.
Raising a Known Error Record
Known error must be raised and placed in Known Error Database for future reference.
Problem Resolution
Once resolution is found, it must be applied and documented with the problem details.
Problem closure
At time of closure, a check should be performed to ensure that record contains full historical
descriptions of all events.
Major Problem Review
A review of following things should be made:
Those things that were done correctly
Those things that were done wrong
What could be done better in future
How to prevent recurrence
Access Management
Access Management deals with granting access to authorized access while preventing access to
non-authorized users.
Access Manager is the process owner of this process.
Key Points:
Access Management is also known as ‘rights management’ or ‘identity management’

Access Management process is executed by technical and application management
functions.
Access Management can be initiated by Service Request through Service Desk
Value to business
Access Management adds value to business in following ways:
Employees have right level of access to execute their jobs effectively
The ability to audit use of services and to trace the abuse of services
Controlled access to services ensures that organization is able to maintain more effectively
the confidentiality of its information
Access Management Process
Activates involved in Access Management are self explanatory as shown in the following diagram:
Continual Service Improvement
Continuous Service Improvement CSI deals with measures to be taken to improve the quality of
services by learning from past successes and failures. Its purpose is to align and realign IT Services
to the changing needs by identifying and implementing improvements to the changing business
needs.
Objectives
Here are the serveral objectives of Continual Service Improvement:
Review and analyze improvement opportunities in each lifecycle phase
Review and analyze Service Level achievement results
Improve cost effectiveness of delivering IT services without sacrificing customer satisfaction

Identify and implement individual activities to improve IT service quality
Ensures applicable quality management methods are used to support continual
improvement activities
Activities Supporting CSI
The activities that support CSI do not happen automatically and thus required to be owned within
IT organization which is capable of handling the responsibilities and processes the appropriate
authority to make things happen. Here are the activities supporting Continual Service
Improvement:
CSI Process Model
The steps involved in CSI are self explanatory as described in the following diagram:

Perspectives of Benefits
Here are the four perspectives of benefits that are taken into consideration while discussing
outcomes of CSI:
Improvement
This is comparison of result of current state of service to previous.
Benefits
It is the gain achieved through realization of improvements.
Return on Investment
It is the difference between benefits and amount expanded to achieve that benefit.
Value on Investment
It is the extra value created by establishment of benefits that include non-monetary or long-term
outcomes.
Service Reporting
Service Reporting deals with producing and delivering reports of achievements and
trends against Service Levels.
It is best practice to generate reports as per agreed format, content and frequency
with the customers.
The following diagram describes the overall flow of Service Reporting process:
Processing math: 100%