Metra Jax Ws User Guide
User Manual:
Open the PDF directly: View PDF
.
Page Count: 313 [warning: Documents this large are best viewed by clicking the View PDF Link!]
Metro User Guide

Metro User Guide

iii
Table of Contents
Preface ............................................................................................................................ xii
1. Introduction to Metro ...................................................................................................... 1
1.1. Required Software ................................................................................................ 1
1.2. What is WSIT? .................................................................................................... 1
1.2.1. Bootstrapping and Configuration ................................................................... 2
1.2.2. Message Optimization Technology ................................................................ 3
1.2.3. Reliable Messaging Technology ................................................................... 4
1.2.4. Security Technology ................................................................................... 4
1.3. How Metro Relates to .NET Windows Communication Foundation (WCF) ...................... 5
1.4. Metro Specifications ............................................................................................. 5
1.4.1. Bootstrapping and Configuration Specifications ............................................... 7
1.4.2. Message Optimization Specifications ............................................................. 8
1.4.3. Reliable Messaging Specifications ............................................................... 10
1.4.4. Security Specifications .............................................................................. 11
1.5. How the Metro Technologies Work ....................................................................... 12
1.5.1. How Message Optimization Works .............................................................. 12
1.5.2. How Reliable Messaging Works ................................................................. 13
1.5.3. How Security Works ................................................................................. 14
2. Using Metro ................................................................................................................. 18
2.1. Metro Tools ....................................................................................................... 19
2.1.1. Useful tools for your toolbox ...................................................................... 19
2.2. Using Mavenized Metro Binaries ........................................................................... 19
2.2.1. Using Metro in a Maven project ................................................................. 19
2.2.2. Using Metro in a non-Maven project ............................................................ 21
2.3. Developing with NetBeans ................................................................................... 21
2.3.1. Registering GlassFish with the IDE ............................................................. 21
2.3.2. Creating a Web Service ............................................................................. 22
2.3.3. Configuring Metro's WSIT Features in the Web Service .................................. 24
2.3.4. Deploying and Testing a Web Service .......................................................... 25
2.3.5. Creating a Client to Consume a WSIT-Enabled Web Service ............................ 26
2.4. Developing with Eclipse ...................................................................................... 29
2.4.1. Setup ..................................................................................................... 29
2.4.2. Create a Metro Web Services Endpoint ........................................................ 29
2.4.3. Creating Web Service Client using Wsimport CLI .......................................... 30
2.4.4. Creating Web Service Client using Wsimport Ant Task ................................... 30
2.4.5. Creating Web Service Client using SOAP UI Plugin ....................................... 31
2.5. Logging ............................................................................................................ 34
2.5.1. Dynamic tube-based message logging .......................................................... 34
2.5.2. Dumping SOAP messages on client ............................................................. 37
2.5.3. Dumping SOAP messages on server ............................................................ 39
2.6. Using JAX-WS 2.x / Metro 1.x/2.0 with Java SE 6 ................................................... 39
2.6.1. Using JAX-WS 2.x with Java SE 6 ............................................................. 39
2.6.2. Using Metro 1.x with Java SE 6 ................................................................. 40
2.6.3. Using Metro 2.0 with Java SE 6 ................................................................. 40
2.7. Deploying Metro endpoint .................................................................................... 41
2.7.1. The WAR Contents .................................................................................. 41
2.7.2. Using sun-jaxws.xml ................................................................................. 41
2.7.3. Using 109 Deployment Descriptor ............................................................... 45
2.7.4. Using Spring ........................................................................................... 45
2.8. Handlers and MessageContext ............................................................................... 45
2.8.1. MessageContext in JAX-WS ...................................................................... 45

Metro User Guide
iv
2.8.2. Handlers in JAX-WS ................................................................................ 45
2.8.3. Efficient Handlers in JAX-WS RI ............................................................... 45
2.9. Deploying Metro with ... ...................................................................................... 46
2.9.1. WebLogic 12 ........................................................................................... 46
2.10. Developing client application with locally packaged WSDL ...................................... 51
2.10.1. Service API to pass the WSDL information ................................................. 52
2.10.2. Xml Catalog .......................................................................................... 52
2.10.3. Using -wsdlLocation switch ...................................................................... 52
2.11. How to invoke and endpoint by overriding endpoint address in the WSDL ................... 54
2.11.1. BindingProvider.ENDPOINT_ADDRESS_PROPERTY ................................. 54
2.11.2. Create Service using updated WSDL .......................................................... 54
2.12. Maintaining State in Web Services ....................................................................... 55
2.13. FastInfoset ....................................................................................................... 55
2.13.1. Using FastInfoset .................................................................................... 55
2.14. High Availability Support in Metro ...................................................................... 56
3. Compiling WSDL ......................................................................................................... 57
3.1. Compiling multiple WSDLs that share a common schema .......................................... 57
3.2. Dealing with schemas that are not referenced ........................................................... 58
3.3. Customizing XML Schema binding ........................................................................ 58
3.3.1. How to get simple and better typed binding ................................................... 58
3.4. Generating Javadocs from WSDL documentation ...................................................... 59
3.5. Passing Java Compiler options to Wsimport ............................................................ 61
4. SOAP ......................................................................................................................... 63
4.1. SOAP headers .................................................................................................... 63
4.1.1. Adding SOAP headers when sending requests ............................................... 63
4.1.2. Accessing SOAP headers for incoming messages ........................................... 64
4.1.3. Adding SOAP headers when sending replies ................................................. 64
4.1.4. Mapping additional WSDL headers to method parameters ................................ 64
4.2. Schema Validation .............................................................................................. 65
4.2.1. Server Side Schema Validation ................................................................... 65
4.2.2. Client Side Schema Validation .................................................................... 66
5. HTTP .......................................................................................................................... 68
5.1. HTTP headers .................................................................................................... 68
5.1.1. Sending HTTP headers on request ............................................................... 68
5.1.2. Accessing HTTP headers of the response ...................................................... 68
5.2. HTTP compression ............................................................................................. 69
5.3. HTTP cookies .................................................................................................... 69
5.3.1. Enabling cookie support ............................................................................ 69
5.3.2. Accessing HTTP cookies in the response ...................................................... 70
5.3.3. Accessing HTTP cookies on the server ......................................................... 70
5.4. HTTP client streaming support .............................................................................. 70
5.5. Access HTTP headers in a Handler ........................................................................ 70
5.5.1. From Client side handler ........................................................................... 70
5.5.2. From Server side handler ........................................................................... 71
5.6. HTTP Timeouts .................................................................................................. 72
5.7. HTTP Persistent Connections (keep-alive) ............................................................... 72
5.8. HTTPS HostnameVerifier .................................................................................... 72
5.9. HTTPS SSLSocketFactory .................................................................................... 73
5.10. HTTP address in soap:address and import locations ................................................. 73
6. Processing Large Data ................................................................................................... 74
6.1. Receiving large SOAP requests ............................................................................. 74
6.1.1. Provider<Message> .................................................................................. 74
6.2. Binary Attachments (MTOM) ............................................................................... 74
6.2.1. MTOM ................................................................................................... 74

Metro User Guide
v
6.2.2. Enabling MTOM on server ........................................................................ 77
6.2.3. Enabling MTOM on client ......................................................................... 77
6.2.4. MTOM threshold ..................................................................................... 77
6.2.5. .NET interoperability ................................................................................. 78
6.3. Large Attachments .............................................................................................. 78
6.3.1. Client Side .............................................................................................. 79
6.3.2. Server Side ............................................................................................. 79
6.3.3. Configuration .......................................................................................... 80
6.3.4. Large Attachments Summary ...................................................................... 80
7. Bootstrapping and Configuration ...................................................................................... 81
7.1. What is a Server-Side Endpoint? ........................................................................... 81
7.2. Creating a Client from WSDL .............................................................................. 81
7.3. Client From WSDL Examples ............................................................................... 81
8. Message Optimization .................................................................................................... 83
8.1. Creating a MTOM Web Service ............................................................................ 83
8.2. Configuring Message Optimization in a Web Service ................................................ 83
8.3. Deploying and Testing a Web Service with Message Optimization Enabled .................... 84
8.4. Creating a Client to Consume a Message Optimization-enabled Web Service .................. 85
8.5. Message Optimization and Secure Conversation ....................................................... 87
9. SOAP/TCP Web Service transport ................................................................................... 88
9.1. What is SOAP/TCP? ........................................................................................... 88
9.2. Creating a SOAP/TCP enabled Web Service ............................................................ 88
9.3. Configuring Web Service to be able to operate over SOAP/TCP transport ...................... 88
9.4. Deploying and Testing a Web Service with SOAP/TCP Transport Enabled .................... 89
9.5. Creating a Client to Consume a SOAP/TCP-enabled Web Service ................................ 90
9.6. Configuring Web Service client to operate over SOAP/TCP transport ........................... 90
10. Using Reliable Messaging ............................................................................................. 92
10.1. Introduction to Reliable Messaging ...................................................................... 92
10.2. Configuring Web Service Endpoint ...................................................................... 92
10.3. Configuring Web Service Client .......................................................................... 96
10.4. Configurable features summary ............................................................................ 97
10.5. Creating Web Service Providers and Clients that use Reliable Messaging ................... 101
10.6. Using Secure Conversation With Reliable Messaging ............................................. 102
10.7. High Availability Support in Reliable Messaging ................................................... 102
11. WS-MakeConnection support ....................................................................................... 103
11.1. Introduction to WS-MakeConnection .................................................................. 103
11.2. Configuring Web Service Endpoint ..................................................................... 103
11.2.1. Configuration via an WS-Policy expression ................................................ 103
11.2.2. Configuration via a Java annotation .......................................................... 104
11.3. Configuring Web Service Client ......................................................................... 105
12. Using WSIT Security ................................................................................................. 106
12.1. Configuring Security Using NetBeans IDE ........................................................... 106
12.2. Summary of Configuration Requirements ............................................................. 111
12.2.1. Summary of Service-Side Configuration Requirements ................................. 111
12.2.2. Summary of Client-Side Configuration Requirements ................................... 112
12.3. Security Mechanisms ....................................................................................... 118
12.3.1. Username Authentication with Symmetric Key ........................................... 118
12.3.2. Username Authentication with Password Derived Keys ................................ 118
12.3.3. Mutual Certificates Security .................................................................... 119
12.3.4. Symmetric Binding with Kerberos Tokens ................................................. 119
12.3.5. Transport Security (SSL) ........................................................................ 119
12.3.6. Message Authentication over SSL ............................................................ 120
12.3.7. SAML Authorization over SSL ................................................................ 121
12.3.8. Endorsing Certificate ............................................................................. 121

Metro User Guide
vi
12.3.9. SAML Sender Vouches with Certificates ................................................... 121
12.3.10. SAML Holder of Key .......................................................................... 121
12.3.11. STS Issued Token ............................................................................... 122
12.3.12. STS Issued Token with Service Certificate ............................................... 122
12.3.13. STS Issued Endorsing Token ................................................................. 123
12.4. Configuring SSL and Authorized Users ............................................................... 123
12.4.1. Configuring SSL For Your Applications .................................................... 124
12.4.2. Adding Users to GlassFish ...................................................................... 127
12.5. Configuring Keystores and Truststores ................................................................ 128
12.5.1. Specifying Aliases with the Updated Stores ............................................... 130
12.5.2. Configuring the Keystore and Truststore .................................................... 131
12.5.3. Configuring Validators ........................................................................... 136
12.6. Configuring Kerberos for Glassfish and Tomcat .................................................... 137
12.6.1. For Glassfish ........................................................................................ 137
12.6.2. For Tomcat .......................................................................................... 138
12.7. Securing Operations and Messages ..................................................................... 138
12.7.1. Supporting Token Options ...................................................................... 142
12.8. Configuring A Secure Token Service (STS) ......................................................... 143
12.9. Example Applications ...................................................................................... 150
12.9.1. Example: Username Authentication with Symmetric Key (UA) ...................... 150
12.9.2. Example: Username with Digest Passwords ............................................... 152
12.9.3. Example: Mutual Certificates Security (MCS) ............................................ 153
12.9.4. Example: Transport Security (SSL) .......................................................... 154
12.9.5. Example: SAML Authorization over SSL (SA) ........................................... 156
12.9.6. Example: SAML Sender Vouches with Certificates (SV) .............................. 160
12.9.7. Example: STS Issued Token (STS) ........................................................... 163
12.9.8. Example: Broker Trust STS (BT) ............................................................. 167
12.9.9. Example: STS Issued Token With SecureConversation (STS+SC) .................. 175
12.9.10. Example: Kerberos Token (Kerb) ........................................................... 176
13. WSIT Security Features: Advanced: Topics .................................................................... 181
13.1. Using Security Mechanisms .............................................................................. 181
13.2. Understanding WSIT Configuration Files ............................................................. 182
13.2.1. Service-Side WSIT Configuration Files ..................................................... 182
13.2.2. Client-Side WSIT Configuration Files ....................................................... 185
13.3. Security Mechanism Configuration Options .......................................................... 187
13.4. Building custom STS ....................................................................................... 191
13.4.1. Handling Claims with Metro STS ............................................................ 192
13.5. Handling Token and Key Requirements at Run Time ............................................. 193
13.6. Advanced Usages of STS in Security .................................................................. 196
13.6.1. Token Caching and Sharing .................................................................... 196
13.6.2. ActAs and Identity Delegation ................................................................. 197
14. WSIT Example Using a Web Container Without NetBeans IDE ......................................... 200
14.1. Environment Configuration Settings .................................................................... 200
14.1.1. Setting the Web Container Listener Port .................................................... 200
14.1.2. Setting the Web Container Home Directory ............................................... 201
14.2. WSIT Configuration and WS-Policy Assertions .................................................... 201
14.3. Creating a Web Service without NetBeans ........................................................... 201
14.3.1. Creating a Web Service From Java ........................................................... 202
14.3.2. Creating a Web Service From WSDL ....................................................... 204
14.4. Building and Deploying the Web Service ............................................................. 206
14.4.1. Building and Deploying a Web Service Created From Java ........................... 206
14.4.2. Building and Deploying a Web Service Created From WSDL ........................ 207
14.4.3. Deploying the Web Service to a Web Container .......................................... 207
14.4.4. Verifying Deployment ........................................................................... 208

Metro User Guide
vii
14.5. Creating a Web Service Client ........................................................................... 208
14.5.1. Creating a Client from Java .................................................................... 209
14.5.2. Creating a Client from WSDL ................................................................. 210
14.6. Building and Deploying a Client ........................................................................ 211
14.7. Running a Web Service Client ........................................................................... 211
14.8. Undeploying a Web Service .............................................................................. 212
15. Accessing Metro Services Using WCF Clients ................................................................ 213
15.1. Creating a WCF Client ..................................................................................... 213
15.1.1. Prerequisites to Creating the WCF Client ................................................... 213
15.1.2. Examining the Client Class ..................................................................... 213
15.1.3. Building and Running the Client .............................................................. 214
16. Data Contracts ........................................................................................................... 217
16.1. Web Service - Start from Java ........................................................................... 217
16.1.1. Data Types .......................................................................................... 217
16.1.2. Fields and Properties ............................................................................. 229
16.1.3. Java Classes ......................................................................................... 232
16.1.4. Open Content ....................................................................................... 235
16.1.5. Enum Type .......................................................................................... 236
16.1.6. Package-level Annotations ...................................................................... 237
16.2. Web Service - Start from WSDL ........................................................................ 237
16.3. Customizations for WCF Service WSDL ............................................................. 238
16.3.1. generateElementProperty Attribute ........................................................... 238
16.4. Developing a Microsoft .NET Client ................................................................... 241
16.5. BP 1.1 Conformance ........................................................................................ 242
17. Using Atomic Transactions .......................................................................................... 243
17.1. Using Web Services Atomic Transactions ............................................................ 243
17.1.1. Overview of Web Services Atomic Transactions ......................................... 243
17.1.2. Enabling Web Services Atomic Transactions on Web Service Endpoint ........... 245
17.1.3. Enabling Web Services Atomic Transactions on Web Service Clients .............. 251
17.1.4. System Level Configuration .................................................................... 256
17.1.5. Compatibility ....................................................................................... 256
17.2. About the basicWSTX Example ......................................................................... 257
17.3. Building, Deploying and Running the basicWSTX Example .................................... 260
18. Managing Policies ...................................................................................................... 267
18.1. Managing Policies ........................................................................................... 267
18.1.1. Introduction ......................................................................................... 267
18.1.2. Policy References .................................................................................. 267
18.1.3. WSDL Import ...................................................................................... 269
18.1.4. External Policy References ..................................................................... 271
19. Monitoring and Management ....................................................................................... 274
19.1. Introduction to Metro JMX Monitoring ............................................................... 274
19.2. Enabling and Disabling Monitoring .................................................................... 274
19.2.1. Enabling and disabling Metro monitoring via system properties ...................... 275
19.2.2. Enabling and disabling endpoint monitoring via policy ................................. 275
19.2.3. Enabling and disabling client monitoring via policy ..................................... 275
19.3. Monitoring Identifiers ...................................................................................... 276
19.3.1. Endpoint Monitoring Identifiers ............................................................... 276
19.3.2. Client monitoring identifiers ................................................................... 277
19.3.3. Identifier Character Mapping ................................................................... 277
19.3.4. Resolving Monitoring Root Name Conflicts ............................................... 277
19.4. Available Monitoring Information ...................................................................... 278
19.4.1. WSClient Information ............................................................................ 280
19.4.2. WSEndpoint Information ........................................................................ 281
19.4.3. WSNonceManager Information ................................................................ 282

Metro User Guide
viii
19.4.4. WSRMSCSessionManager Information ..................................................... 283
19.4.5. WSRMSequenceManager Information ....................................................... 284
19.5. Notes ............................................................................................................ 285
20. Using Metro With Spring ............................................................................................ 286
20.1. Spring Introduction .......................................................................................... 286
20.2. Using Metro With Spring and NetBeans 6.1 ......................................................... 286
20.2.1. Spring NetBeans 6.1 Introduction ............................................................. 286
20.2.2. Creating a Netbeans 6.1 Spring Project ..................................................... 286
20.2.3. Adding a Web Service ........................................................................... 289
20.3. Using Metro With Spring and NetBeans 6.5 ......................................................... 293
20.3.1. Spring NetBeans 6.5 Introduction ............................................................. 293
20.3.2. Creating a NetBeans 6.5 Spring Project ..................................................... 293
20.3.3. Adding a Web Service ........................................................................... 296
20.4. Using WSIT Functionality With Spring ............................................................... 299
21. Further Information .................................................................................................... 301
21.1. Links to more information ................................................................................ 301

ix
List of Figures
1.1. Metro's WSIT Web Services Features .............................................................................. 2
1.2. Bootstrapping and Configuration ..................................................................................... 3
1.3. Bootstrapping and Configuration Specifications ................................................................. 8
1.4. Message Optimization Specifications ............................................................................... 9
1.5. Reliable Messaging Specifications ................................................................................. 10
1.6. Web Services Security Specifications ............................................................................. 11
1.7. Application Message Exchange Without Reliable Messaging .............................................. 13
1.8. Application Message Exchange with Reliable Messaging Enabled ........................................ 14
1.9. Security Policy Exchange ............................................................................................. 14
1.10. Trust and Secure Conversation .................................................................................... 16
1.11. Secure Conversation .................................................................................................. 16
2.1. Editing Web Service Attributes ..................................................................................... 24
2.2. Reliable Messaging Configuration Window ..................................................................... 25
2.3. SOAP UI - JAX-WS Artifacts ...................................................................................... 32
2.4. SOAP UI - Preferences ................................................................................................ 33
8.1. Enabling MTOM ........................................................................................................ 84
9.1. Enabling SOAP/TCP ................................................................................................... 89
9.2. Enabling SOAP/TCP for a Web Service client ................................................................. 90
10.1. Quality of Service (NetBeans) ..................................................................................... 93
10.2. Quality of Service - Advanced (NetBeans) ..................................................................... 94
10.3. Advanced Reliable Messaging Attributes (NetBeans) ....................................................... 95
12.1. Web Service Attributes Editor Page ............................................................................ 108
12.2. Web Service References Attributes Editor Page for Web Service Clients ............................ 110
12.3. Quality of Service - Client - Security .......................................................................... 115
12.4. Deployment Descriptor Page ..................................................................................... 126
12.5. Keystore Configuration Dialog ................................................................................... 132
12.6. Web Service Attributes Editor Page: Operation Level ..................................................... 140
12.7. Web Service Attributes Editor Page: Message Parts ....................................................... 141
12.8. Kerberos Configuration Attributes - Service ................................................................. 177
12.9. Kerberos Configuration Attributes - Client ................................................................... 180
13.1. ActAs and Identity Delegation ................................................................................... 198
17.1. Web Services Atomic Transactions Framework ............................................................. 244
17.2. Atomic Transaction - Interaction between two Servers .................................................... 244
17.3. WS-Coordination and WS-AtomicTransaction Protocols in Two GlassFish Domains ............ 258
17.4. Components in the basicWSTX Example ..................................................................... 259
17.5. basicWSTX Results ................................................................................................. 266
19.1. Monitoring - One client and two services running inside the same instance of GlassFish ........ 278
19.2. Monitoring - top-level information available for each client ............................................. 280
19.3. Monitoring - WSEndpoint information ........................................................................ 281
19.4. Monitoring - WSRMSequenceManager Information ....................................................... 284
20.1. Netbeans 6.1 - Creating a Web Application .................................................................. 287
20.2. Netbeans 6.1 - Creating a Web Application .................................................................. 287
20.3. Netbeans 6.1 - Creating a Web Application - Spring dependencies .................................... 288
20.4. Netbeans 6.1 - Creating a Web Application - Adding libraries .......................................... 289
20.5. Netbeans 6.1 - Adding a Webservice .......................................................................... 290
20.6. Netbeans 6.5 - Creating a Web Application .................................................................. 293
20.7. Netbeans 6.5 - Creating a Web Application .................................................................. 294
20.8. Netbeans 6.5 - Creating a Web Application - Servers and Settings .................................... 294
20.9. Netbeans 6.5 - Creating a Web Application - Spring dependencies .................................... 295
20.10. Netbeans 6.5 - Creating a Web Application - Adding libraries ........................................ 295
20.11. Netbeans 6.5 - Adding a Web Service ....................................................................... 296

xi
List of Tables
1.1. Metro Specification Versions .......................................................................................... 6
2.1. Endpoint attributes ...................................................................................................... 44
3.1. wsdl:documentation to Javadoc mapping ................................................................ 59
6.1. JAXB Mapping Rules .................................................................................................. 76
10.1. Reliable Messaging Configuration Options for Service Endpoint ........................................ 95
10.2. Reliable Messaging Configuration Options for Service Client ............................................ 96
10.3. Namespaces used within Metro Reliable Messaging WS-Policy Assertions ........................... 97
10.4. Reliable Messaging Configuration Features - Layout ....................................................... 97
10.5. Enable Reliable Messaging + version ............................................................................ 97
10.6. Sequence Inactivity Timeout ....................................................................................... 98
10.7. Acknowledgement interval .......................................................................................... 98
10.8. Retransmission Interval .............................................................................................. 98
10.9. Retransmission Interval Adjustment Algorithm ............................................................... 98
10.10. Maximum Retransmission Count ................................................................................ 98
10.11. Close sequence timeout ............................................................................................ 99
10.12. Acknowledgement request interval ............................................................................. 99
10.13. Bind RM sequence to security token ........................................................................... 99
10.14. Bind RM sequence to secured transport ....................................................................... 99
10.15. Exactly once delivery ............................................................................................... 99
10.16. At Most once delivery ............................................................................................ 100
10.17. At Least once delivery ............................................................................................ 100
10.18. InOrder delivery .................................................................................................... 100
10.19. Flow Control ........................................................................................................ 100
10.20. Maximum Flow Control Buffer Size ......................................................................... 101
10.21. Maximum concurrent RM sessions ............................................................................ 101
10.22. Reliable Messaging Persistence ................................................................................ 101
10.23. Sequence manager maintenace task execution period .................................................... 101
12.1. Summary of Service-Side Configuration Requirements ................................................... 111
12.2. Summary of Client-Side Configuration Requirements ..................................................... 112
12.3. Keystore and Truststore Aliases ................................................................................. 130
12.4. Keystore and Truststore Aliases for STS ...................................................................... 131
13.1. Security Mechanism Configuration Options .................................................................. 187
16.1. CLR to XML Schema Type Mapping ......................................................................... 240
17.1. Components of Web Services Atomic Transactions ........................................................ 244
17.2. Web Services Atomic Transactions Configuration Options .............................................. 245
17.3. Flow Types Values .................................................................................................. 246
17.4. Web Services Atomic Transaction Policy Assertion Values (WS-AtomicTransaction 1.2) ....... 251

xii
Preface
This document explains various interesting/complex/tricky aspects of Metro, based on questions posted
on the Metro users forum [http://home.java.net/forums/glassfish/metro-and-jaxb] and answers provided.
This is still a work-in-progress. Any feedback [mailto:users@metro.java.net] is appreciated.

1
Chapter 1. Introduction to Metro
Table of Contents
1.1. Required Software ........................................................................................................ 1
1.2. What is WSIT? ............................................................................................................ 1
1.2.1. Bootstrapping and Configuration ........................................................................... 2
1.2.2. Message Optimization Technology ........................................................................ 3
1.2.3. Reliable Messaging Technology ........................................................................... 4
1.2.4. Security Technology ........................................................................................... 4
1.3. How Metro Relates to .NET Windows Communication Foundation (WCF) .............................. 5
1.4. Metro Specifications ..................................................................................................... 5
1.4.1. Bootstrapping and Configuration Specifications ....................................................... 7
1.4.2. Message Optimization Specifications ..................................................................... 8
1.4.3. Reliable Messaging Specifications ....................................................................... 10
1.4.4. Security Specifications ...................................................................................... 11
1.5. How the Metro Technologies Work ............................................................................... 12
1.5.1. How Message Optimization Works ...................................................................... 12
1.5.2. How Reliable Messaging Works ......................................................................... 13
1.5.3. How Security Works ......................................................................................... 14
1.1. Required Software
To use this guide, download and install the following software:
• Oracle JavaSE Runtime or Development Kit [http://download.oracle.com/javase/]
• Container (note: Metro can be run on any Servlet container)
• GlassFish Server [http://glassfish.java.net/public/downloadsindex.html]
• Tomcat Servlet Container [http://tomcat.apache.org/]
• Metro [http://metro.java.net/] binary. See the particular release page for instructions about downloading
and installing Metro in a servlet container.
• NetBeans IDE [http://netbeans.org/downloads/index.html] (Java version)
1.2. What is WSIT?
For three years (and continuing) Sun has worked closely with Microsoft to ensure interoperability of web
services enterprise technologies such as security , reliable messaging, and atomic transactions. That portion
of Metro is known as WSIT (Web Service Interoperability Technologies). Metro's WSIT subsystem is an
implementation of a number of open web services specifications to support enterprise features. In addition
to security, reliable messaging, and atomic transactions, Metro includes a bootstrapping and configuration
technology. Metro's WSIT Web Services Features shows the underlying services that were implemented
for each technology.

Introduction to Metro
2
Figure 1.1. Metro's WSIT Web Services Features
Starting with the core XML support currently built into the Java platform, Metro uses or extends existing
features and adds new support for interoperable web services. See the following sections for an overview
of each feature:
• Bootstrapping and Configuration
• Message Optimization Technology
• Reliable Messaging Technology
• Security Technology
1.2.1. Bootstrapping and Configuration
Bootstrapping and configuration consists of using a URL to access a web service, retrieving its WSDL
file, and using the WSDL file to create a web service client that can access and consume a web service.
The process consists of the following steps, which are shown in Bootstrapping and Configuration.

Introduction to Metro
3
Figure 1.2. Bootstrapping and Configuration
1. Client acquires the URL for a web service that it wants to access and consume. How you acquire the
URL is outside the scope of this tutorial. For example, you might look up the URL in a Web Services
registry.
2. The client uses the URL and the wsimport tool to send a WS-MetadataExchange Request to access
the web service and retrieve the WSDL file. The WSDL file contains a description of the web service
endpoint, including WS-Policy assertions that describe the security, reliability, transactional, etc., ca-
pabilities and requirements of the service. The description describes the requirements that must be sat-
isfied to access and consume the web service.
3. The client uses the WSDL file to create the web service client.
4. The web service client accesses and consumes the web service.
Bootstrapping and Configuration explains how to bootstrap and configure a web service client and a web
service endpoint that use the Metro's WSIT technologies.
1.2.2. Message Optimization Technology
A primary function of web services applications is to share data among applications over the Internet. The
data shared can vary in format and include large binary payloads, such as documents, images, music files,
and so on. When large binary objects are encoded into XML format for inclusion in SOAP messages, even
larger files are produced. When a web service processes and transmits these large files over the network,
the performance of the web service application and the network are negatively affected. In the worst case
scenario the effects are as follows:
• The performance of the web service application degrades to a point that it is no longer useful.
• The network gets bogged down with more traffic than the allotted bandwidth can handle.

Introduction to Metro
4
One way to deal with this problem is to encode the binary objects so as to optimize both the SOAP appli-
cation processing time and the bandwidth required to transmit the SOAP message over the network. In
short, XML needs to be optimized for web services. This is the exactly what the Message Optimization
technology does. It ensures that web services messages are transmitted over the Internet in the most effi-
cient manner.
Sun recommends that you use message optimization if your web service client or web service endpoint
will be required to process binary encoded XML documents larger than 1KB.
For instructions on how to use the Message Optimization technology, see Message Optimization.
1.2.3. Reliable Messaging Technology
Reliable Messaging is a Quality of Service (QoS) technology for building more reliable web services.
Reliability (in terms of what is provided by WS-ReliableMessaging) is measured by a system's ability to
deliver messages from point A to point B. The primary purpose of Reliable Messaging is to ensure the
delivery of application messages to web service endpoints.
The reliable messaging technology ensures that messages in a given message sequence are delivered at
least once and not more than once and optionally in the correct order. When messages in a given sequence
are lost in transit or delivered out of order, this technology enables systems to recover from such failures.
If a message is lost in transit, the sending system retransmits the message until its receipt is acknowledged
by the receiving system. If messages are received out of order, the receiving system may re-order the
messages into the correct order.
You should consider using reliable messaging if the web service is experiencing the following types of
problems:
• Communication failures are occurring that result in the network being unavailable or connections being
dropped
• Application messages are being lost in transit
• Application messages are arriving at their destination out of order and ordered delivery is a requirement
To help decide whether or not to use reliable messaging, weigh the following advantages and disadvan-
tages:
• Enabling reliable messaging ensures that messages are delivered exactly once from the source to the
destination and, if the ordered-delivery option is enabled, ensures that messages are delivered in order.
• Enabling reliable messaging uses more memory (especially if the ordered delivery option is enabled)
since messages must be stored (even after they are sent) until receipt is acknowledged.
• Non-reliable messaging clients cannot interoperate with web services that have reliable messaging en-
abled.
For instructions on how to use the Reliable Messaging technology, see Using Reliable Messaging.
1.2.4. Security Technology
Until now, web services have relied on transport-based security such as SSL to provide point-to-point
security. Metro implements WS-Security so as to provide interoperable message content integrity and
confidentiality, even when messages pass through intermediary nodes before reaching their destination
endpoint. WS-Security as provided by Metro is in addition to existing transport-level security, which may
still be used.

Introduction to Metro
5
Metro also enhances security by implementing WS-Secure Conversation, which enables a consumer and
provider to establish a shared security context when a multiple-message-exchange sequence is first initi-
ated. Subsequent messages use derived session keys that increase the overall security while reducing the
security processing overhead for each message.
Further, Metro implements two additional features to improve security in web services:
•Web Services Trust: Enables web service applications to use SOAP messages to request security tokens
that can then be used to establish trusted communications between a client and a web service.
•Web Services Security Policy: Enables web services to use security assertions to clearly represent secu-
rity preferences and requirements for web service endpoints.
Metro implements these features in such a way as to ensure that web service binding security requirements,
as defined in the WSDL file, can interoperate with and be consumed by Metro and WCF endpoints.
For instructions on how to use the WS-Security technology, see Using WSIT Security.
1.3. How Metro Relates to .NET Windows Com-
munication Foundation (WCF)
Web services interoperability is an initiative of Sun and Microsoft. We test and deliver products to market
that interoperate across different platforms.
Metro is the product of Sun's web services interoperability initiative. Windows Communication Founda-
tion (WCF) in .NET is Microsoft's unified programming model for building connected systems. WCF,
which is available as part of the .NET Framework 3.x product, includes application programming inter-
faces (APIs) for building secure, reliable, transacted web services that interoperate with non-Microsoft
platforms.
Sun Microsystems and Microsoft jointly test Metro against WCF to ensure that Sun web service clients
(consumers) and web services (producers) do in fact interoperate with WCF web services applications and
vice versa. This testing ensures that the following interoperability goals are realized:
• Metro web services clients can access and consume WCF web services.
• WCF web services clients can access and consume Metro web services.
Sun provides Metro on the Java platform and Microsoft provides WCF on the .NET 3.0 and .NET 3.5 plat-
forms. The sections that follow describe the web services specifications implemented by Sun Microsys-
tems in Web Services Interoperability Technologies (WSIT) and provide high-level descriptions of how
each WSIT technology works.
Note
Because Metro-based clients and services are interoperable, you can gain the benefits of Metro
without using WCF.
1.4. Metro Specifications
The specifications for bootstrapping and configuration, message optimization, reliable messaging, and
security technologies are discussed in the following sections:
• Bootstrapping and Configuration Specifications
• Message Optimization Specifications

Introduction to Metro
6
• Reliable Messaging Specifications
• Security Specifications
Metro implements the following WS-* specifications.
Table 1.1. Metro Specification Versions
Technology Metro Version
Bootstrapping since v1.0 : WS-MetadataExchange
v1.1 [http://specs.xmlsoap.org/ws/2004/09/mex/
WS-MetadataExchange.pdf]
Policy (W3C standards) since v1.0 : WS-Policy v1.2 [http://www.w3.org/
Submission/WS-Policy/]
since v1.0 : WS-PolicyAttachment v1.2 [http://
www.w3.org/Submission/WS-PolicyAttachment/]
since v1.3 : WS-Policy v1.5 [http://www.w3.org/
TR/2007/PR-ws-policy-20070706/]
since v1.3 : WS-PolicyAttachment
v1.5 [http://www.w3.org/TR/2007/PR-ws-poli-
cy-attach-20070706/]
Reliable Messaging (OASIS standards) since v1.0 : WS-ReliableMessaging
v1.0 [http://specs.xmlsoap.org/ws/2005/02/rm/ws-
reliablemessaging.pdf]
since v1.0 : WS-ReliableMessaging Policy
v1.0 [http://specs.xmlsoap.org/ws/2005/02/rm/WS-
RMPolicy.pdf]
since v1.3 : WS-ReliableMessag-
ing v1.1 [http://www.oasis-open.org/commit-
tees/documents.php?wg_abbrev=ws-rx]
since v1.3 : WS-ReliableMessaging Policy v1.1
since v2.0 : WS-ReliableMessaging v1.2 [http://
docs.oasis-open.org/ws-rx/wsrm/v1.2/wsrm.html]
since v2.0 : WS-ReliableMessaging Policy
v1.2 [http://docs.oasis-open.org/ws-rx/wsrmp/v1.2/
wsrmp.html]
since v2.0 : WS-MakeConnection v1.1 [http://
docs.oasis-open.org/ws-rx/wsmc/v1.1/wsmc.html]
Atomic Transactions (OASIS submissions)
Note: Metro does not implement the
standard versions of these specifications.
since v1.0 : WS-AtomicTransaction v1.0 [http://
specs.xmlsoap.org/ws/2004/10/wsat/wsat.pdf]
since v1.0 : WS-Coordination v1.0 [http://
specs.xmlsoap.org/ws/2004/10/
wscoor/wscoor.pdf]
Security (OASIS standards) since v1.0 : WS-Security v1.0 [http://docs.oasis-
open.org/wss/2004/01/oasis-200401-wss-soap-
message-security-1.0.pdf]
since v1.0 : WS-Security v1.1 [http://www.oasis-
open.org/committees/download.php/16790/wss-
v1.1-spec-os-SOAPMessageSecurity.pdf]
since v1.0 : WS-SecurityPolicy v1.1 [http://
specs.xmlsoap.org/ws/2005/07/securitypolicy/ws-
securitypolicy.pdf]

Introduction to Metro
7
Technology Metro Version
since v1.3 : WS-SecurityPolicy v1.2 [http://
docs.oasis-open.org/ws-sx/ws-
securitypolicy/200702/ws-securitypolicy-1.2-spec-
cs.html]
since v1.0 : WS-Trust v1.2 [http://
specs.xmlsoap.org/ws/2005/02/trust/WS-Trust.pdf]
since v1.3 : WS-Trust v1.3 [http://docs.oasis-
open.org/ws-sx/ws-trust/200512/ws-trust-1.3-
os.html]
since v2.0 : WS-Trust v1.4 [http://docs.oasis-
open.org/ws-sx/ws-trust/v1.4/os/ws-trust-1.4-spec-
os.html]
since v1.0 : WS-SecureConversation
v1.2 [http://specs.xmlsoap.org/ws/2005/02/sc/WS-
SecureConversation.pdf]
since v1.3 : WS-SecureConversation
v1.3 [http://docs.oasis-open.org/ws-sx/ws-secure-
conversation/200512/ws-
secureconversation-1.3-os.html]
since v2.0 : WS-SecureConversation
v1.4 [http://docs.oasis-open.org/ws-sx/ws-secure-
conversation/v1.4/os/ws-
secureconversation-1.4-spec-os.html]
Security Profiles (OASIS standards) since v1.3 All 1.0 and 1.1 pro-
files listed here [http://www.oasis-open.org/
committees/tc_home.php?wg_abbrev=wss] except
Web Services Security REL Token Profile
V1.0 [http://docs.oasis-open.org/wss/oasis-wss-rel-
token-profile-1.0.pdf]
Metro 1.3 + and WCF in .NET 3.5 implement the same specifications.
Metro 1.0 - 1.2 and WCF in .NET 3.0 implement the same specifications.
1.4.1. Bootstrapping and Configuration Specifications
Bootstrapping and configuring involves a client getting a web service URL (perhaps from a service reg-
istry) and obtaining the information needed to build a web services client that is capable of accessing
and consuming a web service over the Internet. This information is usually obtained from a WSDL file.
Bootstrapping and Configuration Specifications shows the specifications that were implemented to sup-
port bootstrapping and configuration.

Introduction to Metro
8
Figure 1.3. Bootstrapping and Configuration Specifications
In addition to the Core XML specifications, bootstrapping and configuration was implemented using the
following specifications:
•WSDL: WSDL is a standardized XML format for describing network services. The description includes
the name of the service, the location of the service, and ways to communicate with the service, that is,
what transport to use. WSDL descriptions can be stored in service registries, published on the Internet,
or both.
•Web Services Policy: This specification provides a flexible and extensible grammar for expressing the
capabilities, requirements, and general characteristics of a web service. It provides the mechanisms
needed to enable web services applications to specify policy information in a standardized way. How-
ever, this specification does not provide a protocol that constitutes a negotiation or message exchange
solution for web Services. Rather, it specifies a building block that is used in conjunction with the WS-
Metadata Exchange protocol. When applied in the web services model, policy is used to convey con-
ditions on interactions between two web service endpoints. Typically, the provider of a web service
exposes a policy to convey conditions under which it provides the service. A requester might use the
policy to decide whether or not to use the service.
•Web Services Metadata Exchange: This specification defines a protocol to enable a consumer to obtain
a web service's metadata, that is, its WSDL and policies. It can be thought of as a bootstrap mechanism
for communication.
1.4.2. Message Optimization Specifications
Message optimization is the process of transmitting web services messages in the most efficient manner.
It is achieved in web services communication by encoding messages prior to transmission and then de-
encoding them when they reach their final destination.
Message Optimization Specifications shows the specifications that were implemented to optimize com-
munication between two web service endpoints.

Introduction to Metro
9
Figure 1.4. Message Optimization Specifications
In addition to the Core XML specifications, optimization was implemented using the following specifi-
cations:
•SOAP: With SOAP implementations, client requests and web service responses are most often trans-
mitted as SOAP messages over HTTP to enable a completely interoperable exchange between clients
and web services, all running on different platforms and at various locations on the Internet. HTTP is a
familiar request-and response standard for sending messages over the Internet, and SOAP is an XML-
based protocol that follows the HTTP request-and-response model. In SOAP 1.1, the SOAP portion of
a transported message handles the following:
• Defines an XML-based envelope to describe what is in the message and how to process the message.
• Includes XML-based encoding rules to express instances of application-defined data types within the
message.
• Defines an XML-based convention for representing the request to the remote service and the resulting
response.
In SOAP 1.2 implementations, web service endpoint addresses can be included in the XML-based
SOAP envelope, rather than in the transport header (for example in the HTTP transport header), thus
enabling SOAP messages to be transport independent.
•Web Services Addressing: This specification defines a endpoint reference representation. A web service
endpoint is an entity, processor, or resource that can be referenced and to which web services messages
can be addressed. Endpoint references convey the information needed to address a web service endpoint.
The specification defines two constructs: message addressing properties and endpoint references, that
normalize the information typically provided by transport protocols and messaging systems in a way
that is independent of any particular transport or messaging system. This is accomplished by defining
XML tags for including web service addresses in the SOAP message, instead of the HTTP header.
The implementation of these features enables messaging systems to support message transmission in a
transport-neutral manner through networks that include processing nodes such as endpoint managers,
firewalls, and gateways.

Introduction to Metro
10
•Web Services Secure Conversation: This specification provides better message-level security and effi-
ciency in multiple-message exchanges in a standardized way. It defines basic mechanisms on top of
which secure messaging semantics can be defined for multiple-message exchanges and allows for con-
texts to be established and potentially more efficient keys or new key material to be exchanged, thereby
increasing the overall performance and security of the subsequent exchanges.
•SOAP MTOM: The SOAP Message Transmission Optimization Mechanism (MTOM), paired with the
XML-binary Optimized Packaging (XOP), provides standard mechanisms for optimizing the transmis-
sion format of SOAP messages by selectively encoding portions of the SOAP message, while still pre-
senting an XML Infoset to the SOAP application. This mechanism enables the definition of a hop-by-
hop contract between a SOAP node and the next SOAP node in the SOAP message path so as to facili-
tate the efficient pass-through of optimized data contained within headers or bodies of SOAP messages
that are relayed by an intermediary. Further, it enables message optimization to be done in a binding
independent way.
1.4.3. Reliable Messaging Specifications
Reliability (in terms of WS-ReliableMessaging) is measured by a system's ability to deliver messages from
point A to point B regardless of network errors. Reliable Messaging Specifications shows the specifications
that were implemented to ensure reliable delivery of messages between two web services endpoints.
Figure 1.5. Reliable Messaging Specifications
In addition to the Core XML specifications and supporting standards (Web Services Security and Web
Services Policy, which are required building blocks), the reliability feature is implemented using the fol-
lowing specifications:
•Web Services Reliable Messaging: This specification defines a standardized way to identify, track, and
manage the reliable delivery of messages between exactly two parties, a source and a destination, so
as to recover from failures caused by messages being lost or received out of order. The specification
is also extensible so it allows additional functionality, such as security, to be tightly integrated. The
implementation of this specification integrates with and complements the Web Services Security, and
the Web Services Policy implementations.
•Web Services Coordination: This specification defines a framework for providing protocols that coor-
dinate the actions of distributed applications. This framework is used by Web Services Atomic Trans-
actions. The implementation of this specification enables the following capabilities:
• Enables an application service to create the context needed to propagate an activity to other services
and to register for coordination protocols.

Introduction to Metro
11
• Enables existing transaction processing, workflow, and other coordination systems to hide their pro-
prietary protocols and to operate in a heterogeneous environment.
• Defines the structure of context and the requirements so that context can be propagated between
cooperating services.
•Web Services Atomic Transactions: This specification defines a standardized way to support two-phase
commit semantics such that either all operations invoked within an atomic transaction succeed or are
all rolled back. Implementations of this specification require the implementation of the Web Services
Coordination specification.
1.4.4. Security Specifications
Web Services Security Specifications shows the specifications implemented to secure communication
between two web service endpoints and across intermediate endpoints.
Figure 1.6. Web Services Security Specifications
In addition to the Core XML specifications, the security feature is implemented using the following spec-
ifications:
•Web Services Security: This specification defines a standard set of SOAP extensions that can be used
when building secure web services to implement message content integrity and confidentiality. The
implementation provides message content integrity and confidentiality even when communication tra-
verses intermediate nodes, thus overcoming a short coming of SSL. The implementation can be used
within a wide variety of security models including PKI, Kerberos, and SSL and provides support for
multiple security token formats, multiple trust domains, multiple signature formats, and multiple en-
cryption technologies.
•Web Services Policy: This specification provides a flexible and extensible grammar for expressing the
capabilities, requirements, and general characteristics of a web service. It provides a framework and
a model for the expression of these properties as policies and is a building block for Web Services
Security policy.
•Web Services Trust: This specification supports the following capabilities in a standardized way:
• Defines extensions to Web Services Security that provide methods for issuing, renewing, and vali-
dating security tokens used by Web services security.
• Establishes, assesses the presence of, and brokers trust relationships.

Introduction to Metro
12
•Web Services Secure Conversation: This specification defines a standardized way to provide better mes-
sage-level security and efficiency in multiple-message exchanges. The Metro implementation provides
basic mechanisms on top of which secure messaging semantics can be defined for multiple-message
exchanges and allows for contexts to be established along with more efficient keys or new key material.
This approach increases the overall performance and security of the subsequent exchanges. While the
Web Services Security specification, described above, focuses on the message authentication model, it
does leave openings for several forms of attacks. The Secure Conversation authentication specification
defines a standardized way to authenticate a series of messages, thereby addressing the short comings of
Web Services Security. With the Web Services Security Conversation model, the security context is de-
fined as a new Web Services security token type that is obtained using a binding of Web Services Trust.
•Web Services Security Policy: This specification defines a standard set of patterns or sets of assertions
that represent common ways to describe how messages are secured on a communications path. The
Metro implementation allows flexibility in terms of tokens, cryptography, and mechanisms used, in-
cluding leveraging transport security, but is specific enough to ensure interoperability based on assertion
matching by web service clients and web services providers.
1.5. How the Metro Technologies Work
The following sections provide a high-level description of how the message optimization, reliable mes-
saging, and security technologies work.
1.5.1. How Message Optimization Works
Message optimization ensures that web services messages are transmitted over the Internet in the most
efficient manner. Because XML is a textual format, binary files must be represented using character se-
quences before they can be embedded in an XML document. A popular encoding that permits this embed-
ding is known as base64 encoding, which corresponds to the XML Schema data type xsd:base64Binary.
In a web services toolkit that supports a binding framework, a value of this type must be encoded before
transmission and decoded before binding. The encoding and decoding process is expensive and the costs
increase linearly as the size of the binary object increases.
Message optimization enables web service endpoints to identify large binary message payloads, remove
the message payloads from the body of the SOAP message, encode the message payloads using an efficient
encoding mechanism (effectively reducing the size of the payloads), re-insert the message payloads into
the SOAP message as attachments (the file is linked to the SOAP message body by means of an Include
tag). Thus, message optimization is achieved by encoding binary objects prior to transmission and then
de-encoding them when they reach there final destination.
The optimization process is really quite simple. To effect optimized message transmissions, the sending
endpoint checks the body of the SOAP message for XML encoded binary objects that exceed a predeter-
mined size and encodes those objects for efficient transmission over the Internet.
SOAP MTOM, paired with the XML-binary Optimized Packaging (XOP), addresses the inefficiencies re-
lated to the transmission of binary data in SOAP documents. Using MTOM and XOP, XML messages are
dissected in order to transmit binary files as MIME attachments in a way that is transparent to the appli-
cation. This transformation is restricted to base64 content in canonical form as defined in XSD Datatypes
as specified in XML Schema Part 2: Datatypes Second Edition, W3C Recommendation 28 October 2004.
Thus, the Metro technology achieves message optimization through an implementation of the MTOM and
XOP specifications. With the message optimization feature enabled, small binary objects are sent in-line
in the SOAP body. For large binary objects, this becomes quite inefficient, so the binary object is separated
from the SOAP body, encoded, sent as an attachment to the SOAP message, and decoded when it reaches
its destination endpoint.

Introduction to Metro
13
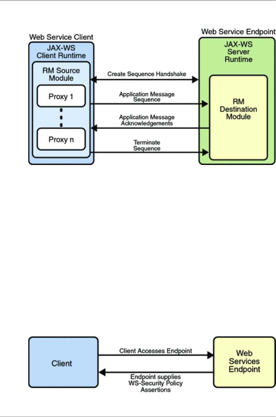
1.5.2. How Reliable Messaging Works
When reliable messaging is enabled, messages are grouped into sequences, which are defined by the client's
proxies. Each proxy corresponds to a message sequence, which consists of all of the request messages for
that proxy. Each message contains a sequence header. The header includes a sequence identifier that iden-
tifies the sequence and a unique message number that indicates the order of the message in the sequence.
The web service endpoint uses the sequence header information to group the messages and, if the Ordered
Delivery option is selected, to process them in the proper order. Additionally, if secure conversation is
enabled, each message sequence is assigned its own security context token. The security context token is
used to sign the handshake messages that initialize communication between two web service endpoints
and subsequent application messages.
Thus, using the Reliable Messaging technology, web service endpoints collaborate to determine which
messages in a particular application message sequence arrived at the destination endpoint and which mes-
sages require resending. The reliable messaging protocol requires that the destination endpoint return mes-
sage-receipt acknowledgements that include the sequence identifier and the message number of each mes-
sage received. If the source determines that a message was not received by the destination, it resends the
message and requests an acknowledgement. Once the source has sent all messages for a given sequence
and their receipt has been acknowledged by the destination, the source terminates the sequence.
The web service destination endpoint in turn sends the application messages along to the application.
If ordered delivery is configured (optional), the destination endpoint reconstructs a complete stream of
messages for each sequence in the exact order in which the messages were sent and sends them along to the
destination application. Thus, through the use of the reliable messaging protocol, the destination endpoint
is able to provide the following delivery assurances to the web service application:
• Each message is delivered to the destination application at least once.
• Each message is delivered to the destination application at most once.
• Sequences of messages are grouped by sequence identifiers and delivered to the destination application
in the order defined by the message numbers.
Application Message Exchange Without Reliable Messaging shows a simplified view of client and web
service application message exchanges when the Reliable Messaging protocol is not used.
Figure 1.7. Application Message Exchange Without Reliable Messaging
When the Reliable Messaging protocol is not used, application messages flow over the HTTP connection
with no delivery assurances. If messages are lost in transit or delivered out of order, the communicating
endpoints have no way of knowing.
Application Message Exchange with Reliable Messaging Enabled shows a simplified view of client and
web service application message exchanges when reliable messaging is enabled.

Introduction to Metro
14
Figure 1.8. Application Message Exchange with Reliable Messaging Enabled
With reliable messaging enabled, the Reliable Messaging source module is plugged into the Metro web
service client. The source module transmits the application messages and keeps copies of the messages
until their receipt is acknowledged by the destination module through the exchange of protocol messages.
The destination module acknowledges messages and optionally buffers them for ordered-delivery guar-
antee. After guaranteeing order, if configured, the destination module allows the messages to proceed
through the Metro dispatch for delivery to the endpoint or application destination.
1.5.3. How Security Works
The following sections describe how the Metro security technologies, security policy, trust, and secure
conversation work.
1.5.3.1. How Security Policy Works
The Metro Web Service Security Policy implementation builds on the features provided by the Web Ser-
vice Policy implementation in Metro. It enables users to use XML elements to specify the security require-
ments of a web service endpoint, that is, how messages are secured on the communication path between
the client and the web service. The web service endpoint specifies the security requirements to the client
as assertions (see Security Policy Exchange).
Figure 1.9. Security Policy Exchange

Introduction to Metro
15
The security policy model uses the policy specified in the WSDL file for associating policy assertions with
web service communication. As a result, whenever possible, the security policy assertions do not use pa-
rameters or attributes. This enables first-level, QName-based assertion matching to be done at the frame-
work level without security domain-specific knowledge. The first-level matching provides a narrowed set
of policy alternatives that are shared by the client and web service endpoint when they attempt to establish
a secure communication path.
Note
A QName is a qualified name, as specified by the XML Schema Part2: Datatypes specification
[http://www.w3.org/TR/xmlschema-2/#QName], Namespaces in XML [http://www.w3.org/TR/
REC-xml-names/#ns-qualnames], and Namespaces in XML Errata [http://www.w3.org/XML/
xml-names-19990114-errata]. A qualified name is made up of a namespace URI, a local part,
and a prefix.
The benefit of representing security requirements as assertions is that QName matching is sufficient to
find common security alternatives and that many aspects of security can be factored out and reused. For
example, it may be common that the security mechanism is constant for a web service endpoint, but that
the message parts that are protected, or secured, may vary by message action.
The following types of assertions are supported:
•Protection assertions: Define the scope of security protection. These assertions identify the message
parts that are to be protected and how they are to be protected, that is, whether data integrity and con-
fidentiality mechanisms are to be used.
•Conditional assertions: Define general aspects or preconditions of the security. These assertions define
the relationships within and the characteristics of the environment in which security is being applied,
such as the tokens that can be used, which tokens are for integrity or confidentiality protection, applicable
algorithms to use, and so on.
•Security binding assertions: Define the security mechanism that is used to provide security. These as-
sertions are a logical grouping that defines how the conditional assertions are used to protect the indi-
cated message parts. For example, the assertions might specify that an asymmetric token is to be used
with a digital signature to provide integrity protection, and that parts are to be encrypted with a sym-
metric key, which is then encrypted using the public key of the recipient. In their simplest form, the
security binding assertions restrict what can be placed in the wsse:Security header and the asso-
ciated processing rules.
•Supporting token assertions: Define the token types and usage patterns that can be used to secure indi-
vidual operations and/or parts of messages.
•Web Services Security and Trust assertions: Define the token referencing and trust options that can be
used.
1.5.3.2. How Trust Works
Trust and Secure Conversation shows how the Web Services Trust technology establishes trust.

Introduction to Metro
16
Figure 1.10. Trust and Secure Conversation
To establish trust between a client, a Security Token Service, and a web service:
1. The client establishes an HTTPS connection with the Secure Token Service using one of the following
methods:
•Username Authentication and Transport Security: The client authenticates to the Security Token
Service using a username token. The Security Token Service uses a certificate to authenticate to the
Client. Transport security is used for message protection.
•Mutual Authentication: Both the client-side and server-side use X509 certificates to authenticate to
each other. The client request is signed using Client's X509 certificate, then signed using ephemeral
key. The web service signs the response using keys derived from the client's key.
2. The client sends a RequestSecurityToken message to the Security Token Service.
3. The Security Token Service sends a Security Assertion Markup Language (SAML) token to the Client.
4. The client uses the SAML token to authenticate itself to the web service and trust is established.
All communication uses SOAP messages.
1.5.3.3. How Secure Conversation Works
Secure Conversation shows how the Web Services Secure Conversation technology establishes a secure
conversation when the Trust technology is not used.
Figure 1.11. Secure Conversation

Introduction to Metro
17
To establish a secure conversation between a Client and a web service:
1. The client sends a X509 Certificate to authenticate itself to the web service.
2. The web service sends a X509 Certificate to authenticate itself to the client.
All communication uses SOAP messages.

18
Chapter 2. Using Metro
Table of Contents
2.1. Metro Tools ............................................................................................................... 19
2.1.1. Useful tools for your toolbox ............................................................................. 19
2.2. Using Mavenized Metro Binaries ................................................................................... 19
2.2.1. Using Metro in a Maven project ......................................................................... 19
2.2.2. Using Metro in a non-Maven project ................................................................... 21
2.3. Developing with NetBeans ........................................................................................... 21
2.3.1. Registering GlassFish with the IDE ..................................................................... 21
2.3.2. Creating a Web Service ..................................................................................... 22
2.3.3. Configuring Metro's WSIT Features in the Web Service .......................................... 24
2.3.4. Deploying and Testing a Web Service .................................................................. 25
2.3.5. Creating a Client to Consume a WSIT-Enabled Web Service .................................... 26
2.4. Developing with Eclipse .............................................................................................. 29
2.4.1. Setup ............................................................................................................. 29
2.4.2. Create a Metro Web Services Endpoint ................................................................ 29
2.4.3. Creating Web Service Client using Wsimport CLI .................................................. 30
2.4.4. Creating Web Service Client using Wsimport Ant Task ........................................... 30
2.4.5. Creating Web Service Client using SOAP UI Plugin ............................................... 31
2.5. Logging .................................................................................................................... 34
2.5.1. Dynamic tube-based message logging .................................................................. 34
2.5.2. Dumping SOAP messages on client ..................................................................... 37
2.5.3. Dumping SOAP messages on server .................................................................... 39
2.6. Using JAX-WS 2.x / Metro 1.x/2.0 with Java SE 6 ........................................................... 39
2.6.1. Using JAX-WS 2.x with Java SE 6 ..................................................................... 39
2.6.2. Using Metro 1.x with Java SE 6 ......................................................................... 40
2.6.3. Using Metro 2.0 with Java SE 6 ......................................................................... 40
2.7. Deploying Metro endpoint ............................................................................................ 41
2.7.1. The WAR Contents .......................................................................................... 41
2.7.2. Using sun-jaxws.xml ......................................................................................... 41
2.7.3. Using 109 Deployment Descriptor ....................................................................... 45
2.7.4. Using Spring ................................................................................................... 45
2.8. Handlers and MessageContext ....................................................................................... 45
2.8.1. MessageContext in JAX-WS .............................................................................. 45
2.8.2. Handlers in JAX-WS ........................................................................................ 45
2.8.3. Efficient Handlers in JAX-WS RI ....................................................................... 45
2.9. Deploying Metro with ... .............................................................................................. 46
2.9.1. WebLogic 12 ................................................................................................... 46
2.10. Developing client application with locally packaged WSDL .............................................. 51
2.10.1. Service API to pass the WSDL information ......................................................... 52
2.10.2. Xml Catalog .................................................................................................. 52
2.10.3. Using -wsdlLocation switch .............................................................................. 52
2.11. How to invoke and endpoint by overriding endpoint address in the WSDL ........................... 54
2.11.1. BindingProvider.ENDPOINT_ADDRESS_PROPERTY ......................................... 54
2.11.2. Create Service using updated WSDL .................................................................. 54
2.12. Maintaining State in Web Services ............................................................................... 55
2.13. FastInfoset ............................................................................................................... 55
2.13.1. Using FastInfoset ............................................................................................ 55
2.14. High Availability Support in Metro .............................................................................. 56

Using Metro
19
2.1. Metro Tools
Metro provides these tools to help develop Web services applications:
1. Overview [http://jax-ws.java.net/2.2.7/docs/jaxws-tools.html]
2. Wsimport CLI [http://jax-ws.java.net/2.2.7/docs/wsimport.html]
3. Wsimport Ant Task [http://jax-ws.java.net/2.2.7/docs/wsimportant.html]
4. Wsgen CLI [http://jax-ws.java.net/2.2.7/docs/wsgen.html]
5. Wsgen Ant Task [http://jax-ws.java.net/2.2.7/docs/wsgenant.html]
6. Apt [http://jax-ws.java.net/2.2.7/docs/apt.html]
7. Wsimport and Wsgen Maven2 plugin [http://jax-ws-commons.java.net/jaxws-maven-plugin/]
Note that these tools are located in the webservices-tools.jar file in the lib/ subdirectory of
either the GlassFish V2 or Metro (standalone) download. In GlassFish 3.x these tools are located in the
webservices-osgi.jar under glassfish/modules subdirectory. Shell script versions that of
the tools are located under glassfish/bin.
2.1.1. Useful tools for your toolbox
Over the years, the Metro team has found the following tools to be useful for our users when working
with web services.
1. soapUI [http://www.soapui.org/] is a great tool for manually sending SOAP messages to test your web
services quickly, or even to automate those testing.
2. wsmonitor [http://wsmonitor.java.net/] and tcpmon [http://tcpmon.java.net/] are great tools to monitor
the communication between the client and the server.
2.2. Using Mavenized Metro Binaries
Initially, all Metro releases were built using Ant-based infrastructure. As usual, this approach had some
advantages as well as some disadvantages. Perhaps the main disadvantage was that it was difficult to
manage the set of all the Metro dependencies. As a result, we were not able to provide first class support
for our Maven-based users.
This has changed with Metro 2.1 release [http://metro.java.net/2.1/]. Metro 2.1 has brought a significant
change to the Metro build process as one of the major tasks in the release was to switch Metro build system
from Ant to Maven. The main Metro build as well as the whole WSIT project [http://wsit.java.net] modules
have been fully mavenized and currently Metro is built, assembled and installed using Maven. Metro is
deployed to the Java.Net Maven2 Repository [http://download.java.net/maven/2/]. The Metro modules
share a new common root groupId with a value of org.glassfish.metro and can be browsed at
the following location: http://download.java.net/maven/2/org/glassfish/metro/. All Metro binaries, sources
as well as javadoc and samples are all available in the Java.Net Maven2 repository. The main Metro maven
project is located at http://download.java.net/maven/2/org/glassfish/metro/metro-project/.
2.2.1. Using Metro in a Maven project
If you want to use Metro in a Maven project, you need to declare a dependency on the Metro runtime
bundle:

Using Metro
20
Example 2.1. Declaring Metro non-OSGi dependencies
<project>
...
<dependencies>
...
<dependency>
<groupId>org.glassfish.metro</groupId>
<artifactId>webservices-rt</artifactId>
<version>2.1</version>
</dependency>
...
</dependencies>
...
</project>
Specifying this dependency, Maven resolves all the transitive dependencies and gets all the jars that web-
services-rt module depends on. Should you want to use OSGi-fied Metro bundle, you need to declare
the following dependency instead:
Example 2.2. Declaring Metro OSGi dependencies
<project>
...
<dependencies>
...
<dependency>
<groupId>org.glassfish.metro</groupId>
<artifactId>webservices-osgi</artifactId>
<version>2.1</version>
</dependency>
...
</dependencies>
...
</project>
Additionally, the following entries need to be added into your project's pom.xml or into your
settings.xml configuration file:
Example 2.3. Maven repository configuration
<repositories>
...
<repository>
<id>maven-repository.java.net</id>
<name>Java.net Repository for Maven 1</name>
<url>http://download.java.net/maven/1/</url>
<layout>legacy</layout>
</repository>
<repository>
<id>maven2-repository.java.net</id>
<name>Java.net Repository for Maven 2</name>
<url>http://download.java.net/maven/2/</url>
</repository>
...
</repositories>
<pluginRepositories>

Using Metro
21
...
<pluginRepository>
<id>maven2-repository.java.net</id>
<name>Java.net Repository for Maven 2</name>
<url>http://download.java.net/maven/2/</url>
<layout>default</layout>
</pluginRepository>
...
</pluginRepositories>
Both repository and pluginRepository sections will need to be added. If you're behind a proxy,
check the Maven guide to using proxies [http://maven.apache.org/guides/mini/guide-proxies.html] to learn
about configuring proxy settings in Maven.
2.2.1.1. Using Metro Tools from Maven
Metro has Maven plugins for standard JAX-WS WSImport and WSGen tools and this snippet from
pom.xml [http://jax-ws-commons.java.net/jaxws-maven-plugin/usage.html] shows the usage of these
maven plugins. More information on using these plugins is available at JAX-WS Maven Plugin Project
[http://jax-ws-commons.java.net/jaxws-maven-plugin/] site.
2.2.2. Using Metro in a non-Maven project
Even though Metro is currently Maven-based and fully available from a Maven repository, you can,
of course, still use it in a non-Maven project or install it manually to your container. First, you need
to go to the Metro Standalone Bundle [http://download.java.net/maven/2/org/glassfish/metro/metro-stan-
dalone/] root in the Maven repository and download and unzip a version of your choice, e.g. Metro 2.1
Standalone Bundle [http://download.java.net/maven/2/org/glassfish/metro/metro-standalone/2.1/metro-
standalone-2.1.zip]. For further instructions, please consult the readme.html file available under the
unzipped metro root directory.
2.3. Developing with NetBeans
2.3.1. Registering GlassFish with the IDE
Before you create the web service, make sure GlassFish has been registered with the NetBeans IDE. The
registered server list can be viewed from the Tools # Servers menu item.
If necessary, to register GlassFish with the IDE:
1. Start the IDE. Choose Tools # Servers from the main menu.
The Servers window appears.
2. Click Add Server.
3. Select GlassFish V2 or V3 or Sun Java System Application Server, and click Next.
The platform folder location window displays.
4. Specify the platform location of the server instance and the domain to which you want to reg-
ister, then click Next.

Using Metro
22
The Servers window displays.
5. If requested, type the admin username and password that you supplied when you installed the
web container (the defaults are admin and adminadmin), then click Finish.
2.3.2. Creating a Web Service
The starting point for developing a web service with Metro is a Java class file annotated with the
javax.jws.WebService annotation. The WebService annotation defines the class as a web service
endpoint. The following Java code shows a web service. The IDE will create most of this Java code for you.
Example 2.4.
package org.me.calculator;
import javax.jws.WebService;
import javax.jws.WebMethod;
import javax.jws.WebParam;
@WebService()
public class Calculator {
@WebMethod(action="sample_operation")
public String operation(@WebParam(name="param_name")
String param) {
// implement the web service operation here
return param;
}
@WebMethod(action="add")
public int add(@WebParam(name = "i") int i,
@WebParam(name = "j") int j) {
int k = i + j;
return k;
}
}
Notice that this web service performs a very simple operation. It takes two integers, adds them, and returns
the result.
To Create the Web Service
Perform the following steps to use the IDE to create this web service.
1. Click the Services tab in the left pane, expand the Servers node, and verify that GlassFish is
listed in the left pane. If it is not listed, register it by following the steps in Registering GlassFish
with the IDE.
2. Choose File # New Project, select Java Web from Category, select Web Application from
Projects, and click Next.
3. Assign the project a name that is representative of services that will be provided by the web
service (for example, CalculatorApplication), set the Project Location to the location where
you'd like to create the project, and click Next. Verify that GlassFish V2 or V3 is the Server
and that Java EE Version is Java EE 5 or above. Click Finish.

Using Metro
23
Note
When you create the web service project, be sure to define a Project Location that does not
include spaces in the directory name. Spaces in the directory might cause the web service
and web service clients to fail to build and deploy properly. To avoid this problem, Sun
recommends that you create a directory, for example C:\work, and put your project there.
4. Right-click the CalculatorApplication node and choose New # Web Service.
5. Type the web service name (CalculatorWS) and the package name (org.me.calculator)
in the Web Service Name and the Package fields respectively.
6. Select Create Web Service from Scratch and click Finish.
The IDE then creates a skeleton CalculatorWS.java file for the web service. This file displays
in Source mode in the right pane.
7. In the Operations box of the Design view of CalculatorWS.java, click Add Operation.
8. In the upper part of the Add Operation dialog box, type add in Name.
9. Type int into the Return Type field.
In the Return Type field, you can either enter a primitive data type or select Browse to select a complex
data type.
10. In the lower part of the Add Operation dialog box, click Add and create a parameter named i
of type int. Click Add again and create a parameter named j of type int.
11. Click OK at the bottom of the Add Operation dialog box.
12. Notice that the add method has been added in the Operations design box.
13. Click the Source tab for CalculatorWS.java in the right pane. Notice that the add method has
been added to the source code.
Example 2.5.
@WebMethod(operationName="add")
public int add(@WebParam(name = "i") int i, @WebParam(name = "j") int j) {
// TODO write your implementation code here
return 0;
}
14. Change the add method to the following :
Example 2.6.
@WebMethod(operationName="add")
public int add(@WebParam(name = "i") int i, @WebParam(name = "j") int j) {
int k = i + j;
return k;
}
15. Save the CalculatorWS.java file.

Using Metro
24
2.3.3. Configuring Metro's WSIT Features in the Web Ser-
vice
Now that you have coded a web service, you can configure the web service to use Metro's WSIT tech-
nologies.
You have a possibility to choose which .NET / METRO version you want your service to be compatible
with. There are two choices:
1. .NET 3.5 / METRO 1.3
2. .NET 3.0 / METRO 1.0
Choose the version appropriate for your web service development (Note the Metro 2.0 library provided by
the latest NetBeans and GlassFish products support either version.) .NET 3.5 / METRO 1.3 is selected by
default. There are several differences in between the two versions. For .NET 3.0 / METRO 1.0 documen-
tation please follow this link: Metro 1.0 documentation [http://wsit-docs.java.net/releases/1-0-FCS/].
This section describes just how to configure the Reliable Messaging. For a discussion of reliable messag-
ing, see Using Reliable Messaging. To see how to secure the web service, see Using WSIT Security.
To Configure Metro's WSIT Features in the Web Service
To configure a web service to use Reliable Messaging, perform the following steps:
1. In the Projects window, expand the Web Services node under the CalculatorApplication node,
right-click the CalculatorWSService node, and choose Edit Web Service Attributes, as shown
in Editing Web Service Attributes.
Figure 2.1. Editing Web Service Attributes
2. Select the Reliable Message Delivery check box, as shown in Reliable Messaging Configuration
Window, and click OK.

Using Metro
25
Figure 2.2. Reliable Messaging Configuration Window
This setting ensures that the service sends an acknowledgement to the clients for each message that is
delivered, thus enabling clients to recognize message delivery failures and to retransmit the message.
This capability makes the web service a "reliable" web service.
3. In the left pane, expand the Web Pages node and the WEB-
INF node, and double-click the wsit-endpoint-classname.xml (wsit-
org.me.calculator.CalculatorWS.xml) file to view this file. Click the Source tab.
The following tags enable reliable messaging:
<wsp:Policy wsu:Id="CalculatorWSPortBindingPolicy">
<wsp:ExactlyOne>
<wsp:All>
<wsam:Addressing wsp:Optional="false"/>
<wsrm:RMAssertion/>
</wsp:All>
</wsp:ExactlyOne>
</wsp:Policy>
2.3.4. Deploying and Testing a Web Service
Now that you have configured the web service to use Metro's WSIT technologies, you can deploy and
test it.
To Deploy and Test a Web Service
1. Right-click CalculatorApplication in the Project node, and select Properties, then select Run.
2. Type /CalculatorWSService?wsdl in the Relative URL field and click OK.
3. Right-click the Project node and choose Run. The first time GlassFish is started, you will be
prompted for the admin password.

Using Metro
26
The IDE starts the web container, builds the application, and displays the WSDL file page in your
browser. You have now successfully deployed a Metro-based web service.
2.3.5. Creating a Client to Consume a WSIT-Enabled Web
Service
Now that you have built and tested a web service that uses Metro's WSIT technologies, you can create a
client that accesses and consumes that web service. The client will use the web service's WSDL to create
the functionality necessary to satisfy the interoperability requirements of the web service.
To Create a Client to Consume a WSIT-Enabled Web Service
To create a client to access and consume the web service, perform the following steps.
1. Choose File # New Project, select Web Application from the Java Web category and click Next.
2. Name the project, for example, CalculatorWSServletClient, and click Next.
3. Verify that GlassFish V2 or V3 is the Server and that Java EE Version is Java EE 5 or above.
Click Finish.
4. Right-click the CalculatorWSServletClient node and select New # Web Service Client.
The New # Web Service Client window displays.
Note
NetBeans submenus are dynamic, so the Web Service Client option may not appear. If you
do not see the Web Service Client option, select New # File\Folder # Webservices # Web
Service Client.
5. Select the WSDL URL option.
6. Cut and paste the URL of the web service that you want the client to consume into the WSDL
URL field.
For example, here is the URL for the CalculatorWS web service:
Example 2.7.
http://localhost:8080/CalculatorApplication/CalculatorWSService?wsdl
When JAX-WS generates the web service, it appends Service to the class name by default.
7. Click Finish.
8. Right-click the CalculatorWSServletClient project node and choose New # Servlet.
9. Name the servlet ClientServlet, specify the package name, for example,
org.me.calculator.client and click Finish.
10. To make the servlet the entry point to your application, right-click the CalculatorWSServlet-
Client project node, choose Properties, click Run, type /ClientServlet in the Relative URL
field, and click OK.

Using Metro
27
11. If ClientServlet.java is not already open in the Source Editor, open it.
12. In the Source Editor, remove the line that comments out the body of the processRequest
method.
This is the start-comment line that starts the section that comments out the code:
Example 2.8.
/* TODO output your page here
13. Delete the end-comment line that ends the section of commented out code:
Example 2.9.
*/
14. Add some empty lines after the following line:
Example 2.10.
out.println("<h1>Servlet ClientServlet at " +
request.getContextPath () + "</h1>");
15. Right-click in one of the empty lines that you added, then choose Insert Code... action and select
Call Web Service Operation. Note that for older NetBeans releases, this action was present
under "Web Service Client Resources # Call Web Service Operation".
Then Select Operation to Invoke dialog box appears.
16. Browse to the Add operation and click OK.
The processRequest method is as follows, with bold indicating code added by the IDE:
Example 2.11.
protected void processRequest(HttpServletRequest request,
HttpServletResponse response)
throws ServletException, IOException {
response.setContentType("text/html;charset=UTF-8");
PrintWriter out = response.getWriter();
out.println("<html>");
out.println("<head>");
out.println("<title>Servlet ClientServlet</title>");
out.println("</head>");
out.println("<body>");
out.println("<h1>Servlet ClientServlet at " + request
.getContextPath() + "</h1>");
try { // Call Web Service Operation
org.me.calculator.client.CalculatorWS port = service
.getCalculatorWSPort();
// TODO initialize WS operation arguments here
int i = 0;
int j = 0;
// TODO process result here
int result = port.add(i, j);
out.println("Result = " + result);
} catch (Exception ex) {

Using Metro
28
// TODO handle custom exceptions here
}
out.println("</body>");
out.println("</html>");
out.close();
}
17. Change the values for int i and int j to other numbers, such as 3 and 4.
18. Add a line that prints out an exception, if an exception is thrown.
The try/catch block is as follows (new and changed lines from this step and the previous step
are highlighted in bold text):
Example 2.12.
try { // Call Web Service Operation
org.me.calculator.client.CalculatorWS port =
service.getCalculatorWSPort();
// TODO initialize WS operation arguments here
int i = 3;
int j = 4;
// TODO process result here
int result = port.add(i, j);
out.println("<p>Result: " + result);
} catch (Exception ex) {
out.println("<p>Exception: " + ex);
}
19. If Reliable Messaging is enabled, the client needs to close the port when done or the server log
will be overwhelmed with messages. To close the port, first add the following line to the import
statements at the top of the file:
Example 2.13.
import com.sun.xml.ws.Closeable;
Then add the line in bold at the end of the try block, as shown below.
Example 2.14.
try { // Call Web Service Operation
org.me.calculator.client.CalculatorWS port =
service.getCalculatorWSPort();
// TODO initialize WS operation arguments here
int i = 3;
int j = 4;
// TODO process result here
int result = port.add(i, j);
out.println("<p>Result: " + result);
((Closeable)port).close();
} catch (Exception ex) {
out.println("<p>Exception: " + ex);
}
20. Save ClientServlet.java.
21. Right-click the project node and choose Run.

Using Metro
29
The server starts (if it was not running already), the application is built, deployed, and run. The brows-
er opens and displays the calculation result.
Note
For NetBeans 6.x and GlassFish v3, if you are getting GlassFish errors with a
"java.lang.IllegalStateException: Servlet [CompletionInitia-
torPortTypeImpl] and Servlet [ParticipantPortTypeImpl] have
the same url pattern" message, make sure the Metro 2.0 JARs were excluded from
the client servlet WAR file as explained in Step 19.
2.4. Developing with Eclipse
This document describes developing Metro WebServices on Eclipse. The instructions below are for
Eclipse for JavaEE
2.4.1. Setup
This is one time setup.
To setup the environment in Eclipse
1. After starting Eclipse, select the J2EE perspective: Windows # Open Perspective # Others # J2EE
2. In the lower window you should see a tab with label Servers. Select the tab and right click in the
window and select new # Server.
3. To download the GlassFish server, select Download additional server adapters. Accept the license
and wait for Eclipse to restart.
4. After Eclipse has restarted, you can create a new GlassFish V2 Java EE5 server.
5. In the creation dialog select Installed Runtimes and select the directory where your GlassFish instal-
lation resides.
2.4.2. Create a Metro Web Services Endpoint
To create a Metro Web Services Endpoint
1. To create the HelloWorld service, create a new dynamic Web project. Give it a name (e.g. helloworld)
and select as target runtime GlassFish
2. Example 2.15. HelloWorld.java
package sample;
import javax.jws.WebService;
@WebService
public class HelloWorld {
public String hello(String param){
return param + ", World";

Using Metro
30
}
}
3. Deploy the service by selecting the project and select Run as # Run on server.
4. Check in the server Window that the helloworld project has a status of Synchronized. If this is not
the case, right-click in the server window and select publish.
5. You can check that the GlassFish server is started and contains the Web service by going to the
GlassFish admin console (localhost:4848 [http://localhost:4848/])
See Arun's screen cast [http://download.java.net/javaee5/screencasts/glassfish-in-europa/ id=zlo8], it talks
about the above steps.
2.4.3. Creating Web Service Client using Wsimport CLI
To create a Web Service Client using Wsimport CLI
1. Create a new project for the HelloWorld client (an ordinary Java project suffices).
2. Select Add Glassfish v2 as Server Runtime in Build Path.
3. Open a command window and go into the source directory of that project in Eclipse. For example,
if the Eclipse workspace is in path
Example 2.16.
c:\home\vivekp\workspace
and the name of the project is HelloWorldClient, then you need to go to
Example 2.17.
c:\home\vivekp\workspace\helloworld\src
In this directory execute
Example 2.18.
wsimport -keep http://localhost:8080/helloworld/HelloWorldService?wsdl
On Linux or with Cygwin on Windows, you need to escape the ? by using \? instead.
4. Select refresh in the project view to see the generated files.
5. Now you can create the client class HelloWorldClient
6. You can execute the client, by selecting the HelloWorldClient in the package explorer of Eclipse and
selecting Run # Java Application. In the console window of Eclipse, you should see "Hello World".
2.4.4. Creating Web Service Client using Wsimport Ant
Task
You can pretty much avoid steps 3 - 5 above by using an Ant build.xml file.

Using Metro
31
To create Web Service Client using Wsimport Ant Task
1. Select helloworldclient in Package Exp and create a new file build.xml
2. In this file (build.xml) copy the sample [http://weblogs.java.net/blog/vivekp/archive/tools/build.xml]
ant build script
3. Then select build.xml in the package explorer, then right click Run As # Ant Build...
4. Invoke client target, it will run wsimport ant task and generate the client side stubs
5. Invoke run to invoke the endpoint and run the client or you can execute the client, by selecting the
HelloWorldClient in the package explorer of Eclipse and selecting Run # Java Application. In the
console window of Eclipse, you should see "Hello World".
2.4.5. Creating Web Service Client using SOAP UI Plugin
To create Web Service Client using SOAP UI Plugin
1. Inside Eclipse, install SOAP UI Plugin
2. Select Help # Software Updates # Find and Install...
3. Press the New Remote Site button and add http://www.soapui.org/eclipse/update/site.xml as the plu-
gin URL
4. Select Finish and the follow the dialogs to install the soapUI feature
5. Create a new project for the HelloWorld client (an ordinary Java project suffices).
6. Select Add Glassfish v2 as Server Runtime in Build Path.
7. right click BuildPath+Add Library+ServerRuntime+Glassfish v2
8. Select the project and right click Soap UI # Add SOAPUI Nature, SOAP UI WebService item will
be added in Project Explorer
9. Select HelloWorldPortBinding and right click GenerateCode # JAX-WS Artifacts
10. Enter the appropriate info in the JAX-WS Artifacts window

Using Metro
32
Figure 2.3. SOAP UI - JAX-WS Artifacts
11. Click Tools and enter the location of JAX-WS Wsimport, for example c:\glassfish\bin

Using Metro
33
Figure 2.4. SOAP UI - Preferences
12. Click OK
13. Then click Generate on JAX-WS Artifacts window, it will display a dialog box that the operation was
successful. Switch back to Java Perspective, then refresh the src folder and you can see the wsimport
generated classes
14. Now implement your client code
Example 2.19. HelloWorldClient.java
package sample;
public class HelloWorldClient {
/**
* @param args
*/
public static void main(String[] args) {
//Create Service
HelloWorldService service = new HelloWorldService();
//create proxy

Using Metro
34
HelloWorld proxy = service.getHelloWorldPort();
//invoke
System.out.println(proxy.hello("hello"));
}
}
15. You can execute the client by selecting the HelloWorldClient in the package explorer of Eclipse and
selecting Run # Java Application. In the console window of Eclipse, you should see "Hello World".
You can also use Wsimport and Wsgen Maven2 tools. For details see here [http://jax-ws-
commons.java.net/jaxws-maven-plugin/]. Netbeans offers an easy to use a comprehensive Metro tooling
choice. On Eclipse you can use SOAP UI or ant build script or CLI or even Maven based tools, which does
not look bad. There is RFE on Eclipse [https://bugs.eclipse.org/bugs/show_bug.cgi?id=163334] and looks
like it is being looked at. For the Quality Of Service features (WS-* features) it is little difficult as manually
creating/modifying WSIT configuration is hard, so we will need an equivalent of the WSIT Plugin [http://
websvc.netbeans.org/wsit/] in NetBeans for Eclipse. Please let us [mailto:users@metro.java.net] know if
you are willing to write a WSIT plugin for Eclipse.
2.5. Logging
2.5.1. Dynamic tube-based message logging
As you may know, Metro creates a tubeline for each WS endpoint and endoint client to process SOAP
messages flowing from and to the endpoint and or its client. Each tubeline consist of a set of tube instances
chained together. A tube is a basic SOAP message processing unit. Standard Metro tubes are used to
implement processing logic for different SOAP processing aspects (validation, Java-XML mapping etc.)
and higher-level QoS domains (security, reliable messaging etc.) As an experimental feature, custom tubes
are supported as well.
When developing an advanced web service that requires Quality of Service features or adding a custom
tube into the default Metro tubeline, the ability to see the SOAP message content at different processing
stages as the message flows through the tubeline may be very useful. As Metro tubeline get's dynamically
created for each endpoint or client, Metro (since version 2.0) provides a new message logging facility that
copes with the dynamics of a tubeline creation by defining a set of templating rules that provide a generic
way for constructing system-level properties able to control message content logging before and/or after
each tube's processing.
To turn on the logging for any particular tube (or a set of tubes) created by a specific tube factory, the
developer needs to set one or more of the following system properties, depending on the target scope:
•<tube_factory_class_name>.dump - expects boolean string, if set to true turns on the log-
ging before and after tube's processing
•<tube_factory_class_name>.dump.before - expects boolean string, if set to true turns
on the logging before tube's processing
• overrides anything set by <tube_factory_class_name>.dump
•<tube_factory_class_name>.dump.after - expects boolean string, if set to true turns on
the logging after tube's processing
• overrides anything set by <tube_factory_class_name>.dump

Using Metro
35
•<tube_factory_class_name>.dump.level - expects string representing
java.util.logging.Level , if set, overrides the default message dumping level for the class,
which is java.util.logging.Level.INFO
There is a set of common system properties that control logging for all tubes and take the lowest precedence
so that they can be overriden by a tube-specific properties:
•com.sun.metro.soap.dump - expects a boolean string, if set to true turns on the message dump-
ing before and after each tube's processing on both sides client and endpoint
•com.sun.metro.soap.dump.before/after - expects a boolean string, if set to true turns
on the message dumping before/after each tube's processing on both sides client and endpoint.
•com.sun.metro.soap.dump.client/endpoint - expects a boolean string, if set to true
turns on the message dumping before and after each tube's processing on the respective side (client or
endpoint).
•com.sun.metro.soap.dump.client/endpoint.before/after - expects a boolean
string, if set to true turns on the message dumping before/after each tube's processing on the respective
side (client or endpoint).
•com.sun.metro.soap.dump.level and com.sun.metro.soap.dump.client/
endpoint.level - controls the logging level for the whole tubeline
The logger root used for message dumping is <tube_factory_class_name>.
Most of the factories create tubes on both client and endpoint side. To narrow down the message dumping
scope, following system properties can be used:
•<tube_factory_class_name>.dump.client/endpoint - expects boolean string, if set to
true turns on the logging before and after tube's processing
• overrides anything set by <tube_factory_class_name>.dump
•<tube_factory_class_name>.dump.client/endpoint.before - expects boolean
string, if set to true turns on the logging before tube's processing
• overrides anything set by <tube_factory_class_name>.dump and/or
<tube_factory_class_name>.dump.client/endpoint
•<tube_factory_class_name>.dump.client/endpoint.after - expects boolean string,
if set to true turns on the logging after tube's processing
• overrides anything set by <tube_factory_class_name>.dump and/or
<tube_factory_class_name>.dump.client/endpoint
•<tube_factory_class_name>.dump.client/endpoint.level - expects string rep-
resenting java.util.logging.Level , if set, overrides anything set by
<tube_factory_class_name>.level and or the default message dumping level for the class,
which is java.util.logging.Level.INFO
2.5.1.1. Examples
In the following examples we will be working with the metro-default.xml file that defines the
default Metro tubeline and looks like this:

Using Metro
36
Example 2.20.
<metro xmlns:xsi='http://www.w3.org/2001/XMLSchema-instance'
xmlns='http://java.sun.com/xml/ns/metro/config'
version="1.0">
<tubelines default="#default-metro-tubeline">
<tubeline name="default-metro-tubeline">
<client-side>
<tube-factory
className="com.sun.xml.ws.assembler.jaxws.TerminalTubeFactory"/>
<tube-factory
className="com.sun.xml.ws.assembler.jaxws.HandlerTubeFactory"/>
<tube-factory
className="com.sun.xml.ws.assembler.jaxws.ValidationTubeFactory"/>
<tube-factory
className="com.sun.xml.ws.assembler.jaxws.MustUnderstandTubeFactory"/>
<tube-factory
className="com.sun.xml.ws.assembler.jaxws.MonitoringTubeFactory"/>
<tube-factory
className="com.sun.xml.ws.assembler.jaxws.AddressingTubeFactory"/>
<tube-factory
className="com.sun.xml.ws.tx.runtime.TxTubeFactory"/>
<tube-factory
className="com.sun.xml.ws.rx.rm.runtime.RmTubeFactory"/>
<tube-factory
className="com.sun.xml.ws.rx.mc.runtime.McTubeFactory"/>
<tube-factory
className="com.sun.xml.wss.provider.wsit.SecurityTubeFactory"/>
<tube-factory
className="com.sun.xml.ws.dump.ActionDumpTubeFactory"/>
<tube-factory
className="com.sun.xml.ws.rx.testing.PacketFilteringTubeFactory"/>
<tube-factory
className="com.sun.xml.ws.dump.MessageDumpingTubeFactory"/>
<tube-factory
className="com.sun.xml.ws.assembler.jaxws.TransportTubeFactory"/>
</client-side>
<endpoint-side>
<tube-factory
className="com.sun.xml.ws.assembler.jaxws.TransportTubeFactory"/>
<tube-factory
className="com.sun.xml.ws.dump.MessageDumpingTubeFactory"/>
<tube-factory
className="com.sun.xml.ws.rx.testing.PacketFilteringTubeFactory"/>
<tube-factory
className="com.sun.xml.ws.dump.ActionDumpTubeFactory"/>
<tube-factory
className="com.sun.xml.wss.provider.wsit.SecurityTubeFactory"/>
<tube-factory
className="com.sun.xml.ws.rx.mc.runtime.McTubeFactory"/>
<tube-factory
className="com.sun.xml.ws.assembler.jaxws.AddressingTubeFactory"/>
<tube-factory
className="com.sun.xml.ws.rx.rm.runtime.RmTubeFactory"/>
<tube-factory
className="com.sun.xml.ws.tx.runtime.TxTubeFactory"/>
<tube-factory
className="com.sun.xml.ws.assembler.jaxws.MonitoringTubeFactory"/>
<tube-factory
className="com.sun.xml.ws.assembler.jaxws.MustUnderstandTubeFactory"/>
<tube-factory
className="com.sun.xml.ws.assembler.jaxws.HandlerTubeFactory"/>
<tube-factory
className="com.sun.xml.ws.assembler.jaxws.ValidationTubeFactory"/>
<tube-factory
className="com.sun.xml.ws.assembler.jaxws.TerminalTubeFactory"/>
</endpoint-side>
</tubeline>
</tubelines>
</metro>

Using Metro
37
Example 1
To turn on the the message dumping before and after security tube's processing on both, client and endpoint
side, following system property needs to be set to true:
com.sun.xml.wss.provider.wsit.SecurityTubeFactory.dump=true
com.sun.xml.wss.provider.wsit.SecurityTubeFactory.dump=true
Example 2
To turn on the the message dumping only after security tube's processing on both, client and server side,
following system property needs to be set to true:
com.sun.xml.wss.provider.wsit.SecurityTubeFactory.dump.after=true
com.sun.xml.wss.provider.wsit.SecurityTubeFactory.dump.after=true
Example 3
To turn on the the message dumping only after security tube's processing only on the client side, following
system property needs to be set to true:
com.sun.xml.wss.provider.wsit.SecurityTubeFactory.dump.client.after=true
com.sun.xml.wss.provider.wsit.SecurityTubeFactory.dump.client.after=true
Example 4
This example sets message dumping before and after security processing, except for before security pro-
cessing on the endpoint side. The logging level for message dumps is set to FINE on both sides:
com.sun.xml.wss.provider.wsit.SecurityTubeFactory.dump=true
com.sun.xml.wss.provider.wsit.SecurityTubeFactory.dump.endpoint.before=false
com.sun.xml.wss.provider.wsit.SecurityTubeFactory.dump.level=FINE
2.5.2. Dumping SOAP messages on client
2.5.2.1. Transport level dump
One of the things people want to do while developing Web Services is to look at what the client is sending
and receiving. To monitor soap traffic, there are some GUI tools like TCP Monitor [http://tcpmon.java.net/]
and WSMonitor [http://wsmonitor.java.net/]. These monitors are implemented with a 'man in the middle'
approach where-in, the monitor listens to a port (Client send requests to this port) and forwards it to another
port (Server listens to this port). Since these tools use port forwarding, you need to change your Web
Service client to send request to the port where the monitor listens (Especially, if you are using static
clients generated by wsimport, the default endpoint address taken from the wsdl needs to be overidden by
setting ENDPOINT_ADDRESS_PROPERTY on the proxy).
In JAX-WS, you can monitor the request and response messages without chang-
ing the client. When you invoke the Web Service, just pass the system property
com.sun.xml.ws.transport.http.client.HttpTransportPipe.dump=true, it prints out the request and re-
sponse message.
If you are using an Apache Ant script to run your client, this system property can be set as a <jvmarg/>
element:
Example 2.21. Setting system properties via Ant
<project name="metro client" basedir=".">
<property environment="env"/>
<property name="build.dir" location="$${basedir}/build"/>

Using Metro
38
<property name="build.classes.dir" location="$${build.dir}/classes"/>
<target name="run">
<java classname="client.MyClient" fork="yes">
<arg value="xxx"/>
<!-- optional args[0] sent to MyClient.main() -->
<arg value="xxx"/>
<!-- optional args[1], etc. -->
<classpath>
<pathelement location="$${build.classes.dir}"/>
<pathelement location="$${env.AS_HOME}/lib/javaee.jar"/>
<pathelement location="$${env.AS_HOME}/lib/webservices-rt.jar"/>
<pathelement location="$${env.AS_HOME}/lib/activation.jar"/>
</classpath>
<jvmarg value="-Dcom
.sun.xml.ws.transport.http.client.HttpTransportPipe.dump=true"/>
</java>
</target>
</project>
Alternatively you can execute
com.sun.xml.ws.transport.http.client.HttpTransportPipe.dump=true; from
your Java program to programatically enable/disable logging. Since you often run JAX-WS in a container
where setting system properties can be tedious, you might find this easier.
With this switch enabled, you'll see message dumps like the following in System.out.
Example 2.22. Sample dump
---[HTTP request]---
SOAPAction:
Content-Type: text/xml
Accept: text/xml, multipart/related, text/html, image/gif, image/jpeg, *;
q=.2, */*; q=.2
<?xml version="1.0" ?><S:Envelope xmlns:S="http://schemas.xmlsoap.org/soap/
envelope/"><S:Body><addNumbers xmlns="http://duke.example.org"><arg0>10</
arg0><arg1>20</arg1></addNumbers></S:Body></S:Envelope>--------------------
---[HTTP response 200]---
Date: Thu, 17 Aug 2006 00:35:42 GMT
Content-type: text/xml
Transfer-encoding: chunked
Server: Apache-Coyote/1.1
null: HTTP/1.1 200 OK
<?xml version="1.0" ?><S:Envelope xmlns:S="http://schemas.xmlsoap.org/
soap/envelope/"><S:Body><addNumbersResponse xmlns="http://
duke.example.org"><return>30</return></addNumbersResponse></S:Body></
S:Envelope>--------------------
A similar property com.sun.xml.ws.transport.local.LocalTransportPipe.dump=true is available for
the local transport.
2.5.2.2. Transport-agnostic dump
The dump mechanism explained above allows you to get the actual bytes that are sent over the wire, as
well as any transport specific information (such as HTTP headers), but the mechanism is different from
transports to transports. JAX-WS also defines a transport-agnostic dump, which works regardless of what
transport you use.

Using Metro
39
This dump happens after JAX-WS parses the incoming message into XML infoset. So you will not be able
to investigate a well-formedness error with this dump.
To enable such dump, set the system property
com.sun.xml.ws.util.pipe.StandaloneTubeAssembler.dump=true or execute that as a Java program.
2.5.3. Dumping SOAP messages on server
You can dump incoming HTTP requests and responses to System.out on the server side by using
the system property com.sun.xml.ws.transport.http.HttpAdapter.dump=true. This works exactly like
above (except that this works on server, not client.) You can also set this property programatically by
executing com.sun.xml.ws.transport.http.HttpAdapter.dump=true; as Java progrma.
The transport agnostic dump as explained above also works on the server for incoming messages and
responses.
2.6. Using JAX-WS 2.x / Metro 1.x/2.0 with Java
SE 6
2.6.1. Using JAX-WS 2.x with Java SE 6
Java SE 6 up to Update Release 3 ships with the JAX-WS 2.0 API, and release 4 and later contains the
JAX-WS 2.1 API. (At the time of writing Update Release 3 has long been obsolete and multiple Update
Releases have been published with security fixes. It is strongly recommended to upgrade to the latest
Update Release of Java SE 6.) Unless you are taking precautions, applications that use the JAX-WS API
will run with the JAX-WS API version built into Java SE 6 and not a newer version of JAX-WS on the
application classpath. Applications that use new functions of the JAX-WS 2.2 API will therefore fail to run.
This section discusses how to work around this issue by using the endorsed standards override mechanism
[http://download.oracle.com/javase/6/docs/technotes/guides/standards/].
Java SE 5 does not include the JAX-WS API at all and does not suffer from the issues discussed in this
chapter.
2.6.1.1. Endorsed directory
You can upgrade to JAX-WS 2.2 by copying jaxws-api.jar and jaxb-api.jar into the JRE en-
dorsed directory, which is $JRE_HOME/lib/endorsed (or $JDK_HOME/jre/lib/endorsed).
(Both of these JARs are available in the JAX-WS RI 2.2.x download [http://jax-ws.java.net/].) The direc-
tory might not exist yet and in that case you will have to create it yourself.
Some application containers, such as Glassfish V2.x, modify the location of the endorsed direc-
tory to a different place. From inside the JVM, you can check the current location by doing
System.out.println(System.getProperty("java.endorsed.dirs"));
Obviously you still need all the other JAX-WS jars in your classpath.
Please do not put all JAX-WS jars into the endorsed directory. This makes it impossible for JAX-WS RI
to see other classes that it needs for its operation, such as Servlet classes on the server-side, or Ant classes
in the tool time. As those are not loaded by the bootstrap classloader, you will get NoClassDefError
on Servlet/Ant classes.
Also consider that by putting the JAX-WS libraries into $JRE_HOME/lib/endorsed, all applications
running under this Java installation will run with the endorsed JAX-WS libraries.

Using Metro
40
2.6.2. Using Metro 1.x with Java SE 6
All 1.x releases of WSIT and Metro contain JAX-WS 2.1 and most what has been said in Using JAX-
WS 2.x with Java SE 6 applies to Metro 1.x. The only difference are the jar files that need to be copied
into the endorsed directory. The one file that needs to be copied to $JRE_HOME/lib/endorsed is
webservices-api.jar.
Do not install jaxws-api.jar and jaxb-api.jar into the endorsed directory at the same time.
There is a good chance that the versions of these files differ and that may yield very difficult to track
application errors. Do not install any other Metro libraries into the endorsed directory, otherwise Metro
code may not be able to load classes from the application classpath.
If you are using the metro-on-glassfish.xml or metro-on-tomcat.xml scripts to install
Metro, they will take care of installing webservices-api.jar into the Java SE endorsed directory.
Note that only with Metro 1.4 or 1.5 will the installation scripts check the Java SE 6 Update Release version.
If you are deploying an application using Metro to GlassFish or Tomcat, it is essential that you are installing
Metro with the metro-on-glassfish.xml or metro-on-tomcat.xml scripts. That makes sure
that the Metro libraries are getting copied into the GlassFish/Tomcat specific endorsed directories. Without
that step, web applications and EJBs will not be able to pick up the JAX-WS 2.1 API. In other words,
including the Metro libraries in the WEB-INF/lib of a web application does not make use of the endorsed
mechanism and the JAX-WS 2.1 API cannot be used by the web application. Keep in mind that all of the
above is only relevant for Java SE 6 Update Release 3 and older.
2.6.3. Using Metro 2.0 with Java SE 6
Metro 2.0 ships with the JAX-WS 2.2 API while Java SE 6 Update Release 4 and later contain the JAX-WS
2.1 API and older Java SE 6 releases contain JAX-WS 2.0. Unless you are taking precautions, applications
that use the JAX-WS API will run with the JAX-WS API version built into Java SE 6 and not with the
JAX-WS 2.2 API built into Metro on the application classpath. Applications that use new functions of the
JAX-WS 2.2 API or other Metro 2.0 functionality will therefore fail to run.
Do not install any other JAX-WS or Metro libraries than the ones discussed below into an endorsed direc-
tory at the same time, otherwise Metro code may not be able to load classes from the application classpath.
2.6.3.1. Tomcat and GlassFish V2.x
If you are running an application in Tomcat or GlassFish V2.x, make sure you are using the metro-on-
glassfish.xml or metro-on-tomcat.xml installation scripts. They will copy all files into the
Tomcat/GlassFish specific endorsed directories. Without that step, web applications and EJBs will not be
able to pick up the JAX-WS 2.2 API. In other words, including the Metro libraries in the WEB-INF/lib
of a web application does not make use of the endorsed mechanism and the JAX-WS 2.2 API cannot be
used by the web application.
2.6.3.2. GlassFish V3
If you are running an application in GlassFish V3, you need to install Metro through the GlassFish Update
Center [http://www.oracle.com/technetwork/java/javaee/downloads/index.html]. This is the only way of
ensuring that Metro is properly installed in GlassFish V3 and will take care of copying the Metro libraries
into the right GlassFish specific endorsed directories.
After the initial installation through the update center, you may install updates with the metro-on-
glassfish-v3.xml Ant script.

Using Metro
41
2.6.3.3. Stand-alone applications
If you want to run an application or Web Service client outside the Tomcat or GlassFish containers, you
have to install the file webservices-api.jar into the JRE endorsed directory, $JRE_HOME/lib/
endorsed (or $JDK_HOME/jre/lib/endorsed). The directory might not exist yet and in that case
you will have to create it yourself.
Alternatively, you can set the Java system property java.endorsed.dirs to an application
specific directory and copy the files there. See endorsed standards override mechanism [http://
download.oracle.com/javase/6/docs/technotes/guides/standards/] for more details on how to set an appli-
cation specific endorsed directory.
You may also use the metro-on-glassfish.xml or metro-on-tomcat.xml Ant scripts to do
the installation of webservices-api.jar into the JRE endorsed directory for you. Simply invoke ant -
f metro-on-glassfish.xml install-api. The install-api target will only install web-
services-api.jar and will not install Metro into Tomcat or GlassFish. Note that you need to run
this command as a user that has write permissions to the JRE endorsed directory.
2.7. Deploying Metro endpoint
Before you deploy or publish your endpoint, you will need to package your endpoint application into a
WAR file. The requirements when building a WAR:
• All WSDLs, Schema files should be packaged under WEB-INF/wsdl dir. It is recommended not to
package the WSDL if you are doing Java-first development.
• WebService implementation class should contain @WebService annotation. Provider based endpoints
should have @WebServiceProvider annotation.
• wsdl, service, port attributes are mandatory for Provider based endpoints and can be specified in @Web-
ServiceProvider annotation or deployment descriptor (sun-jaxws.xml).
• Deployment descriptors, web.xml, web services deployment descriptor (sun-jaxws.xml or 109 or spring)
2.7.1. The WAR Contents
Typically, one creates the WAR file with a GUI development tool or with the ant war task from the
generated artifacts from wsimport, wsgen, or apt tools.
For example, a sample WAR file starting from a WSDL file:
Example 2.23. Sample WAR contents (WSDL First)
WEB-INF/classes/hello/HelloIF.class SEI
WEB-INF/classes/hello/HelloImpl.class Endpoint
WEB-INF/sun-jaxws.xml JAX-WS RI deployment descriptor
WEB-INF/web.xml Web deployment descriptor
WEB-INF/wsdl/HelloService.wsdl WSDL
WEB-INF/wsdl/schema.xsd WSDL imports this Schema
2.7.2. Using sun-jaxws.xml
Metro defines its own deployment descriptor, which is also known as JAX-WS RI deployment descriptor
- sun-jaxws.xml.
Here is the schema for sun-jaxws.xml:

Using Metro
42
Example 2.24.
<?xml version="1.0" encoding="UTF-8"?>
<!--
DO NOT ALTER OR REMOVE COPYRIGHT NOTICES OR THIS HEADER.
Copyright (c) 2011 Oracle and/or its affiliates. All rights reserved.
The contents of this file are subject to the terms of either the GNU
General Public License Version 2 only ("GPL") or the Common Development
and Distribution License("CDDL") (collectively, the "License"). You
may not use this file except in compliance with the License. You can
obtain a copy of the License at
http://glassfish.java.net/public/CDDL+GPL_1_1.html
or packager/legal/LICENSE.txt. See the License for the specific
language governing permissions and limitations under the License.
When distributing the software, include this License Header Notice in each
file and include the License file at packager/legal/LICENSE.txt.
GPL Classpath Exception:
Oracle designates this particular file as subject to the "Classpath"
exception as provided by Oracle in the GPL Version 2 section of the License
file that accompanied this code.
Modifications:
If applicable, add the following below the License Header, with the fields
enclosed by brackets [] replaced by your own identifying information:
"Portions Copyright [year] [name of copyright owner]"
Contributor(s):
If you wish your version of this file to be governed by only the CDDL or
only the GPL Version 2, indicate your decision by adding "[Contributor]
elects to include this software in this distribution under the [CDDL or GPL
Version 2] license." If you don't indicate a single choice of license, a
recipient has the option to distribute your version of this file under
either the CDDL, the GPL Version 2 or to extend the choice of license to
its licensees as provided above. However, if you add GPL Version 2 code
and therefore, elected the GPL Version 2 license, then the option applies
only if the new code is made subject to such option by the copyright
holder.
-->
<xsd:schema
xmlns:xsd="http://www.w3.org/2001/XMLSchema"
xmlns:tns="http://java.sun.com/xml/ns/jax-ws/ri/runtime"
xmlns:javaee="http://java.sun.com/xml/ns/javaee"
targetNamespace="http://java.sun.com/xml/ns/jax-ws/ri/runtime"
elementFormDefault="qualified"
attributeFormDefault="unqualified"
version="1.0">
<xsd:import
namespace="http://java.sun.com/xml/ns/javaee"
schemaLocation="http://java.sun.com/xml/ns/javaee/
javaee_web_services_1_2.xsd"/>

Using Metro
43
<xsd:element name="endpoints">
<xsd:complexType>
<xsd:sequence>
<xsd:element name="endpoint" type="tns:endpointType"
minOccurs="0" maxOccurs="unbounded"/>
</xsd:sequence>
<xsd:attribute name="version" type="xsd:string" use="required"/>
</xsd:complexType>
</xsd:element>
<xsd:complexType name="endpointType">
<xsd:annotation>
<xsd:documentation>
An endpoint definition has several attributes:
"name" - the endpoint name
"implementation" - the name of the endpoint implementation class
"wsdl" - the name of a resource corresponding to the WSDL
document for the endpoint
"service" - the QName of the WSDL service that owns this
endpoint;
"port" - the QName of the WSDL port for this endpoint;
"url-pattern" - the URL pattern this endpoint is mapped to.
"binding" - specify binding id for SOAP1.1 or SOAP1.2
"enable-mtom" - Enables MTOM optimization
"wsdl", "service", "port" attributes are required for provider
based endpoints
</xsd:documentation>
</xsd:annotation>
<xsd:sequence>
<xsd:element ref="handler-chains" minOccurs="0"/>
</xsd:sequence>
<xsd:attribute name="name" type="xsd:string" use="required"/>
<xsd:attribute name="implementation" type="xsd:string"
use="required"/>
<xsd:attribute name="wsdl" type="xsd:anyURI"/>
<xsd:attribute name="service" type="xsd:anyURI"/>
<xsd:attribute name="port" type="xsd:anyURI"/>
<xsd:attribute name="url-pattern" type="xsd:anyURI" use="required"/>
<xsd:attribute name="binding" type="xsd:string"/>
<xsd:attribute name="enable-mtom" type="xsd:boolean"/>
</xsd:complexType>
</xsd:schema>
The <endpoints> element contain one or more <endpoint> elements. Each endpoint represents a
port in the WSDL and it contains all information about implementation class, servlet url-pattern, binding,
WSDL, service, port QNames. The following shows a sun-jaxws.xml file for a simple HelloWorld
service. sun-jaxws.xml is the schema instance of sun-jaxws.xml [sun-jaxws.html].
Example 2.25.
<?xml version="1.0" encoding="UTF-8"?>
<endpoints
xmlns="http://java.sun.com/xml/ns/jax-ws/ri/runtime"
version="2.0">
<endpoint
name="MyHello"
implementation="hello.HelloImpl"

Using Metro
44
url-pattern="/hello"/>
</endpoints>
• Endpoint attribute
Table 2.1. Endpoint attributes
Attribute Optional Use
name N Name of the endpoint
wsdl Y Primary wsdl file location in the WAR file. E.g. WEB-INF/
wsdl/HelloService.wsdl. If this isn't specified, JAX-WS will
generate and publish a new WSDL. When the service is de-
veloped from Java, it is recommended to omit this attribute.
service Y QName of WSDL service. For e.g. {http://
example.org/}HelloService. When the service is developed
from java, it is recommended to omit this attribute.
port Y QName of WSDL port. For e.g. {http://
example.org/}HelloPort. When the service is developed from
Java, it is recommended to omit this attribute.
implementa-
tion
N Endpoint implementation class name. For e.g:
hello.HelloImpl. The class should have @WebService an-
notation. Provider based implementation class should have
@WebServiceProvider annotation.
url-pattern N Should match <url-pattern> in web.xml
binding Y Binding id defined in the JAX-WS API. The possible
values are: "http://schemas.xmlsoap.org/ws-
dl/soap/http","http://
www.w3.org/2003/05/soap/bindings/HTTP/"
If omitted, it is considered SOAP1.1 binding.
enable-mtom Y Enables MTOM optimization. true or false. Default is false.
• Specifying Handler Chains
Example 2.26.
<?xml version="1.0" encoding="UTF-8"?>
<endpoints xmlns="http://java.sun.com/xml/ns/jax-ws/ri/runtime"
version="2.0">
<endpoint name="MyHello">
<handler-chain xmlns="http://java.sun.com/xml/ns/javaee">
<handler-chain-name>somename</handler-chain-name>
<handler>
<handler-name>MyHandler</handler-name>
<handler-class>hello.MyHandler</handler-class>
</handler>
</handler-chain>
</endpoint>
</endpoints>
2.7.2.1. The web.xml File
The following shows a web.xml file for a simple HelloWorld service. It shows the listener and servlet
classes that need to be used when deploying Metro-based web services.

Using Metro
45
Example 2.27.
<?xml version="1.0" encoding="UTF-8"?>
<!DOCTYPE web-app PUBLIC
"-//Sun Microsystems, Inc.//DTD Web Application 2.3//EN"
"http://java.sun.com/j2ee/dtds/web-app_2_3.dtd">
<web-app>
<listener>
<listener-class>
com.sun.xml.ws.transport.http.servlet.WSServletContextListener
</listener-class>
</listener>
<servlet>
<servlet-name>hello</servlet-name>
<servlet-class>com.sun.xml.ws.transport.http.servlet.WSServlet
</servlet-class>
<load-on-startup>1</load-on-startup>
</servlet>
<servlet-mapping>
<servlet-name>hello</servlet-name>
<url-pattern>/hello</url-pattern>
</servlet-mapping>
<session-config>
<session-timeout>60</session-timeout>
</session-config>
</web-app>
2.7.3. Using 109 Deployment Descriptor
TODO
2.7.4. Using Spring
See Using Metro With Spring.
2.8. Handlers and MessageContext
2.8.1. MessageContext in JAX-WS
A little bit about Message Context in JAX-WS [http://jax-ws.java.net/articles/MessageContext.html]:This
article explains about the context that is available to Client application, Handlers and Service that can be
used to access/propagate additional contextual information.
2.8.2. Handlers in JAX-WS
Introduction to Handlers in JAX-WS [http://jax-ws.java.net/articles/handlers_introduction.html]: This ar-
ticle introduces to Handler framework in JAX-WS.
2.8.3. Efficient Handlers in JAX-WS RI
Extend your Web Service applications with the new efficient Handlers in JAX-WS RI [http://
weblogs.java.net/blog/ramapulavarthi/archive/2007/12/extend_your_web.html]: Use this RI extension to

Using Metro
46
take advantage of the JAX-WS RI Message API for efficient access to message and other contextual in-
formation.
2.9. Deploying Metro with ...
2.9.1. WebLogic 12
Here are the steps to use the Metro 2.x/JAX-WS implementation instead of Oracle's JAX-WS implemen-
tation in Weblogic 12.1.1.0 without affecting the Weblogic domain or other applications under the same
domain:
1. Create an EAR file and include your WAR file inside it. Here is the directory structure of the EAR file:
•META-INF/
•META-INF/MANIFEST.MF
•META-INF/application.xml
•META-INF/weblogic-application.xml
•metro-custom-tubes.war (your .war application)
•APP-INF/
•APP-INF/lib/
•APP-INF/lib/stax-api.jar
•APP-INF/lib/webservices-api.jar
•APP-INF/lib/webservices-extra-api.jar
•APP-INF/lib/webservices-extra.jar
•APP-INF/lib/webservices-rt.jar
•APP-INF/lib/webservices-tools.jar
•APP-INF/classes/
2. Include a META-INF/application.xml file to point out the name of the EAR file and the location
and context of the WAR file:
<?xml version="1.0" encoding="UTF-8"?>
<application xmlns:xsi="http://www.w3.org/2001/XMLSchema-instance"
xmlns="http://java.sun.com/xml/ns/javaee"
xmlns:application="http://java.sun.com/xml/ns/javaee/
application_5.xsd"
xsi:schemaLocation="http://java.sun.com/xml/ns/javaee
http://java.sun.com/xml/ns/javaee/application_5.xsd"
id="Application_ID" version="5">
<module>
<web>
<web-uri>metro-custom-tubes.war</web-uri>
<context-root>metro-custom-tubes</context-root>
</web>

Using Metro
47
</module>
</application>
3. Include a META-INF/weblogic-application.xml file that uses Weblogic's class loading fil-
tering feature to override the System class loader packages and resources with the ones from the appli-
cation class loader:
<?xml version="1.0" encoding="UTF-8"?>
<wls:weblogic-application xmlns:xsi="http://www.w3.org/2001/XMLSchema-
instance"
xmlns:wls="http://www.bea.com/ns/weblogic/weblogic-application"
xsi:schemaLocation="
http://www.bea.com/ns/weblogic/weblogic-application
http://www.bea.com/ns/weblogic/weblogic-application.xsd
http://java.sun.com/xml/ns/j2ee
http://java.sun.com/xml/ns/j2ee/j2ee_1_4.xsd">
<wls:application-param>
<wls:param-name>webapp.encoding.default</wls:param-name>
<wls:param-value>UTF-8</wls:param-value>
</wls:application-param>
<wls:prefer-application-packages>
<wls:package-name>com.ctc.*</wls:package-name>
<wls:package-name>com.sun.xml.*</wls:package-name>
<wls:package-name>com.sun.istack.*</wls:package-name>
<wls:package-name>com.sun.msv.datatype.*</wls:package-name>
<wls:package-name>com.sun.msv.driver.*</wls:package-name>
<wls:package-name>com.sun.msv.grammar.*</wls:package-name>
<wls:package-name>com.sun.msv.reader.*</wls:package-name>
<wls:package-name>com.sun.msv.relaxns.*</wls:package-name>
<wls:package-name>com.sun.msv.scanner.*</wls:package-name>
<wls:package-name>com.sun.msv.util.*</wls:package-name>
<wls:package-name>com.sun.msv.verifier.*</wls:package-name>
<wls:package-name>com.sun.msv.writer.*</wls:package-name>
<wls:package-name>com.sun.org.apache.xml.internal.*</wls:package-
name>
<wls:package-name>com.sun.wsit.*</wls:package-name>
<wls:package-name>javax.jws.*</wls:package-name>
<wls:package-name>javax.xml.bind.*</wls:package-name>
<wls:package-name>javax.xml.soap.*</wls:package-name>
<wls:package-name>javax.xml.stream.*</wls:package-name>
<wls:package-name>javax.xml.ws.*</wls:package-name>
<wls:package-name>javax.xml.activation.*</wls:package-name>
<wls:package-name>javax.xml.annotation.*</wls:package-name>
<wls:package-name>javax.xml.mail.*</wls:package-name>
<wls:package-name>javax.xml.security.*</wls:package-name>
<wls:package-name>javax.xml.registry.*</wls:package-name>
<wls:package-name>javax.xml.rpc.*</wls:package-name>
<wls:package-name>javax.xml.crypto.*</wls:package-name>
<wls:package-name>javanet.staxutils.*</wls:package-name>
<wls:package-name>jp.gr.xml.*</wls:package-name>
<wls:package-name>org.codehaus.stax2.*</wls:package-name>
<wls:package-name>org.glassfish.gmbal.*</wls:package-name>
<wls:package-name>org.iso_relax.*</wls:package-name>
<wls:package-name>org.jcp.xml.dsig.*</wls:package-name>
<wls:package-name>org.jvnet.*</wls:package-name>
<wls:package-name>org.relaxng.*</wls:package-name>
</wls:prefer-application-packages>
<wls:prefer-application-resources>
<wls:resource-name>META-INF/services/javax.xml.ws.*</wls:resource-
name>

Using Metro
48
<wls:resource-name>META-INF/services/com.sun.xml.ws.*</
wls:resource-name>
<wls:resource-name>META-INF/services/com.sun.tools.ws.*</
wls:resource-name>
</wls:prefer-application-resources>
</wls:weblogic-application>
4. Make sure the webservices-*.jar files are placed in the APP-INF/lib directory.
5. Make sure any Metro classes you are overriding are placed in the APP-INF/classes directory.
6. Here is the directory structure of the WAR file:
•META-INF/
•META-INF/MANIFEST.MF
•WEB-INF/
•WEB-INF/web.xml
•WEB-INF/sun-jaxws.xml
•WEB-INF/weblogic.xml
•WEB-INF/metro.xml
•WEB-INF/wsdl/
•WEB-INF/wsdl/AddNumbers.wsdl
•WEB-INF/classes/
•WEB-INF/classes/*
7. Include a WEB-INF\weblogic.xml file with the prefer-web-inf-classes entry to override
the System class loader classes with the ones in the WEB-INF\lib directory:
<?xml version="1.0" encoding="UTF-8"?>
<weblogic-web-app xmlns="http://www.bea.com/ns/weblogic/90">
<container-descriptor>
<prefer-web-inf-classes>true</prefer-web-inf-classes>
</container-descriptor>
</weblogic-web-app>
2.9.1.1. Known Issues
1. Make sure your web.xml file does not include the <display-name> and <description> el-
ements under <servlet> element because they are not supported in the following 2.4 or 2.5 Web
Deployment Descriptor XSDs:
• http://java.sun.com/xml/ns/j2ee/web-app_2_4.xsd
• http://java.sun.com/xml/ns/javaee/web-app_2_5.xsd
Weblogic will throw this schema validation error if they are present:
Message icon - Error VALIDATION PROBLEMS WERE FOUND problem:

Using Metro
49
cvc-complex-type.2.4a: Expected elements
'servlet-class@http://java.sun.com/xml/ns/javaee
jsp-file@http://java.sun.com/xml/ns/javaee' instead of
'display-name@http://java.sun.com/xml/ns/javaee' here in element
servlet@http://java.sun.com/xml/ns/javaee:<null> problem: cvc-complex-
type.2.4a:
Expected elements 'servlet-class@http://java.sun.com/xml/ns/javaee
jsp-file@http://java.sun.com/xml/ns/javaee' instead of
'description@http://java.sun.com/xml/ns/javaee' here in element
servlet@http://java.sun.com/xml/ns/javaee:<null>
2. Make sure any Oneway methods / operations in your service implementation class have the @Oneway
annotation in order to avoid this NullPointerException:
com.sun.xml.ws.transport.http.servlet.WSServletContextListener
contextInitialized
SEVERE: WSSERVLET11: failed to parse runtime descriptor:
java.lang.NullPointerException
java.lang.NullPointerException
at
com.sun.xml.ws.model.JavaMethodImpl.freeze(JavaMethodImpl.java:375)
at
com.sun.xml.ws.model.AbstractSEIModelImpl.freeze(AbstractSEIModelImpl
3. If you're getting an exception similar to the following one, ex-
tract the contents of the file MemberSubmissionEndpointReference.zip [down-
load/MemberSubmissionEndpointReference.zip] into the APP-INF/classes directo-
ry in the EAR (subclasses MemberSubmissionEndpointReference.Address
and MemberSubmissionEndpointReference.Elements have been annotated with
@XmlType(name="elements",
namespace=MemberSubmissionEndpointReference.MSNS) and
@XmlType(name="address",
namespace=MemberSubmissionEndpointReference.MSNS) respectively and recom-
piled). Make sure to preserve the hierarchy of the file (all classes from the file should be located in the
directory APP-INF/classes/com/sun/xml/ws/developer/).
com.sun.xml.ws.transport.http.servlet.WSServletDelegate doGet
SEVERE: caught throwable
java.lang.ExceptionInInitializerError
at
com.sun.xml.ws.api.addressing.WSEndpointReference.toSpec(WSEndpointReference.java:637)
at
com.sun.xml.ws.rx.rm.runtime.ServerTube.handleCreateSequenceAction(ServerTube.java:334)
at
com.sun.xml.ws.rx.rm.runtime.ServerTube.processProtocolMessage(ServerTube.java:302)
at
com.sun.xml.ws.rx.rm.runtime.ServerTube.processRequest(ServerTube.java:169)
at com.sun.xml.ws.api.pipe.Fiber.__doRun(Fiber.java:641)
at com.sun.xml.ws.api.pipe.Fiber._doRun(Fiber.java:600)
at com.sun.xml.ws.api.pipe.Fiber.doRun(Fiber.java:585)
at com.sun.xml.ws.api.pipe.Fiber.runSync(Fiber.java:482)
at com.sun.xml.ws.server.WSEndpointImpl
$2.process(WSEndpointImpl.java:314)
at com.sun.xml.ws.transport.http.HttpAdapter
$HttpToolkit.handle(HttpAdapter.java:608)
at
com.sun.xml.ws.transport.http.HttpAdapter.handle(HttpAdapter.java:259)
at
com.sun.xml.ws.transport.http.servlet.ServletAdapter.invokeAsync(ServletAdapter.java:213)

Using Metro
50
at
com.sun.xml.ws.transport.http.servlet.WSServletDelegate.doGet(WSServletDelegate.java:159)
at
com.sun.xml.ws.transport.http.servlet.WSServletDelegate.doPost(WSServletDelegate.java:194)
at
com.sun.xml.ws.transport.http.servlet.WSServlet.doPost(WSServlet.java:80)
at javax.servlet.http.HttpServlet.service(HttpServlet.java:751)
at javax.servlet.http.HttpServlet.service(HttpServlet.java:844)
at weblogic.servlet.internal.StubSecurityHelper
$ServletServiceAction.run(StubSecurityHelper.java:242)
at weblogic.servlet.internal.StubSecurityHelper
$ServletServiceAction.run(StubSecurityHelper.java:216)
at
weblogic.servlet.internal.StubSecurityHelper.invokeServlet(StubSecurityHelper.java:132)
at
weblogic.servlet.internal.ServletStubImpl.execute(ServletStubImpl.java:352)
at
weblogic.servlet.internal.ServletStubImpl.execute(ServletStubImpl.java:235)
at weblogic.servlet.internal.WebAppServletContext
$ServletInvocationAction.wrapRun(WebAppServletContext.java:3284)
at weblogic.servlet.internal.WebAppServletContext
$ServletInvocationAction.run(WebAppServletContext.java:3254)
at
weblogic.security.acl.internal.AuthenticatedSubject.doAs(AuthenticatedSubject.java:321)
at
weblogic.security.service.SecurityManager.runAs(SecurityManager.java:120)
at
weblogic.servlet.provider.WlsSubjectHandle.run(WlsSubjectHandle.java:57)
at
weblogic.servlet.internal.WebAppServletContext.doSecuredExecute(WebAppServletContext.java:2163)
at
weblogic.servlet.internal.WebAppServletContext.securedExecute(WebAppServletContext.java:2089)
at
weblogic.servlet.internal.WebAppServletContext.execute(WebAppServletContext.java:2074)
at
weblogic.servlet.internal.ServletRequestImpl.run(ServletRequestImpl.java:1512)
at weblogic.servlet.provider.ContainerSupportProviderImpl
$WlsRequestExecutor.run(ContainerSupportProviderImpl.java:254)
at weblogic.work.ExecuteThread.execute(ExecuteThread.java:256)
at weblogic.work.ExecuteThread.run(ExecuteThread.java:221)
Caused by: javax.xml.ws.WebServiceException: Error creating JAXBContext for
W3CEndpointReference.
at com.sun.xml.ws.spi.ProviderImpl$2.run(ProviderImpl.java:266)
at com.sun.xml.ws.spi.ProviderImpl$2.run(ProviderImpl.java:262)
at java.security.AccessController.doPrivileged(Native Method)
at
com.sun.xml.ws.spi.ProviderImpl.getEPRJaxbContext(ProviderImpl.java:261)
at com.sun.xml.ws.spi.ProviderImpl.<clinit>(ProviderImpl.java:95)
... 34 more
Caused by: com.sun.xml.bind.v2.runtime.IllegalAnnotationsException: 2
counts of IllegalAnnotationExceptions
Two classes have the same XML type name "address". Use @XmlType.name and
@XmlType.namespace to assign different names to them.
this problem is related to the following location:
at
com.sun.xml.ws.developer.MemberSubmissionEndpointReference$Address
at public
com.sun.xml.ws.developer.MemberSubmissionEndpointReference$Address
com.sun.xml.ws.developer.MemberSubmissionEndpointReference.address

Using Metro
51
at
com.sun.xml.ws.developer.MemberSubmissionEndpointReference
this problem is related to the following location:
at javax.xml.ws.wsaddressing.W3CEndpointReference$Address
at private javax.xml.ws.wsaddressing.W3CEndpointReference
$Address javax.xml.ws.wsaddressing.W3CEndpointReference.address
at javax.xml.ws.wsaddressing.W3CEndpointReference
Two classes have the same XML type name "elements". Use @XmlType.name and
@XmlType.namespace to assign different names to them.
this problem is related to the following location:
at
com.sun.xml.ws.developer.MemberSubmissionEndpointReference$Elements
at public
com.sun.xml.ws.developer.MemberSubmissionEndpointReference$Elements
com.sun.xml.ws.developer.MemberSubmissionEndpointReference.referenceProperties
at
com.sun.xml.ws.developer.MemberSubmissionEndpointReference
this problem is related to the following location:
at javax.xml.ws.wsaddressing.W3CEndpointReference$Elements
at private javax.xml.ws.wsaddressing.W3CEndpointReference
$Elements
javax.xml.ws.wsaddressing.W3CEndpointReference.referenceParameters
at javax.xml.ws.wsaddressing.W3CEndpointReference
at com.sun.xml.bind.v2.runtime.IllegalAnnotationsException
$Builder.check(IllegalAnnotationsException.java:106)
at
com.sun.xml.bind.v2.runtime.JAXBContextImpl.getTypeInfoSet(JAXBContextImpl.java:466)
at
com.sun.xml.bind.v2.runtime.JAXBContextImpl.<init>(JAXBContextImpl.java:298)
at
com.sun.xml.bind.v2.runtime.JAXBContextImpl.<init>(JAXBContextImpl.java:141)
at com.sun.xml.bind.v2.runtime.JAXBContextImpl
$JAXBContextBuilder.build(JAXBContextImpl.java:1157)
at
com.sun.xml.bind.v2.ContextFactory.createContext(ContextFactory.java:145)
at sun.reflect.NativeMethodAccessorImpl.invoke0(Native Method)
at
sun.reflect.NativeMethodAccessorImpl.invoke(NativeMethodAccessorImpl.java:57)
at
sun.reflect.DelegatingMethodAccessorImpl.invoke(DelegatingMethodAccessorImpl.java:43)
at java.lang.reflect.Method.invoke(Method.java:601)
at javax.xml.bind.ContextFinder.newInstance(ContextFinder.java:263)
at javax.xml.bind.ContextFinder.newInstance(ContextFinder.java:250)
at javax.xml.bind.ContextFinder.find(ContextFinder.java:447)
at javax.xml.bind.JAXBContext.newInstance(JAXBContext.java:652)
at javax.xml.bind.JAXBContext.newInstance(JAXBContext.java:599)
at com.sun.xml.ws.spi.ProviderImpl$2.run(ProviderImpl.java:264)
... 38 more
2.10. Developing client application with locally
packaged WSDL
In the JAX-WS programming model, to develop a web services client you compile the deployed WSDL
using wsimport and then at runtime the same WSDL is used to determine binding information. The default
WSDL used can be determined by looking in the javax.xml.ws.Service subclass generated by wsimport.
You can choose another location (network or local file directory) for the WSDL other than the one you

Using Metro
52
used wsimport with, for example if you do not want runtime accesses of the WSDL to go over the network
or if you want to edit a copy of the WSDL to work around some bug (dangerous but we do it sometimes).
There are the different ways in which you can provide the local WSDL information to the JAX-WS run-
time:
2.10.1. Service API to pass the WSDL information
Example 2.28. Sample service creation using local WSDL
URL baseUrl = client.MtomService.class.getResource(".");
URL url = new URL(baseUrl, "../Soap11MtomUtf8.svc.xml");
MtomService service = new MtomService(url, new QName("http://tempuri.org/",
"MtomService"));
IMtomTest proxy = service.getBasicHttpBindingIMtomTest();
String input="Hello World";
byte[] response = proxy.echoStringAsBinary(input);
2.10.2. Xml Catalog
• Create a catalog file
• META-INF/jax-ws-catalog.xml
Example 2.29. jax-ws-catalog.xml
<catalog xmlns="urn:oasis:names:tc:entity:xmlns:xml:catalog"
prefer="system">
<system systemId="http://131.107.72.15/MTOM_Service_Indigo/
Soap11MtomUtf8.svc?wsdl"
uri="Soap11MtomUtf8.svc.xml"/>
</catalog>
• For details see the details on using catalog scheme [http://jax-ws.java.net/nonav/2.2.1/docs/cata-
log-support.html]
This works well but requires some work, such as composing the right catalog file then package it appro-
priately.
2.10.3. Using -wsdlLocation switch
There is another easy way to do it - just run wsimport with -wsdlLocation switch and provide the WSDL
location value which is relative to the generated Service class and provide the WSDL location value which
is relative to the generated Service class and you need to put this WSDL file at this relative location.
Let us try to create a client for the NET 3.0 MTOM endpoint [http://131.107.72.15/
MTOM_Service_Indigo/Soap11MtomUtf8.svc]. I am using Metro 1.0 [http://metro.java.net/1.0/].
First I save the .NET 3.0 MTOM WSDL [http://131.107.72.15/MTOM_Service_Indigo/
Soap11MtomUtf8.svc?wsdl] locally then run wsimport giving the relative location to where you will pack-
age the wsdl with your application
Example 2.30. Sample wsimport command
wsimport -keep -d build/classes -p client etc/Soap11MtomUtf8.svc.xml -
wsdlLocation ../Soap11MtomUtf8.svc.xml

Using Metro
53
Note
Why is the relative location is ../Soap11MtomUtf8.svc.xml? Basically the generated Service will
be at build/classes/client location and I would copy this WSDL at build/classes, see option -d
and -p.
Here is excerpt from the generated MtomService class. You can see how the wsdlLocation value is gen-
erated inside it and is used internally to create the Service.
Example 2.31. MtomService.java
/**
* This class was generated by the JAX-WS RI.
* JAX-WS RI 2.1.2-hudson-53-SNAPSHOT
* Generated source version: 2.1
*/
@WebServiceClient(name = "MtomService",
targetNamespace = "http://tempuri.org/",
"../Soap11MtomUtf8.svc.xml")
public class MtomService extends Service {
private final static URL MTOMSERVICE_WSDL_LOCATION;
private final static Logger logger = Logger.getLogger(client
.MtomService.class.getName());
static {
URLurl = null;
try {
URLbaseUrl;
baseUrl = client.MtomService.class.getResource(".");
url = new URL(baseUrl, "../Soap11MtomUtf8.svc.xml");
} catch (MalformedURLException e) {
logger.warning("Failed to create URL for the wsdl Location: ." +
"./Soap11MtomUtf8.svc.xml");
logger.warning(e.getMessage());
}
MTOMSERVICE_WSDL_LOCATION = url;
}
public MtomService() {
super(MTOMSERVICE_WSDL_LOCATION,
new QName("http://tempuri.org/", "MtomService"));
}
...
See Client.java below it invokes the .NET 3.0 service. You may notice here that you dont need to
enable MTOM explicitly. Metro bring in .NET 3.0 interop thru WSIT and due to this the MTOM policy
assertions in the .NET 3.0 WSDL, it correctly interpreted and the IMtomTest port is configured with
MTOM enabled.
Example 2.32. MtomService.java
package client;
import com.sun.xml.ws.transport.http.client.HttpTransportPipe;

Using Metro
54
/**
* Client that invokes .NET 3.0 MTOM endpoint using a local wsdl
*/
public class Client {
public static void main(String[] args) {
//enble SOAP Message logging
HttpTransportPipe.dump = true;
//Create IMtomTest proxy to invoke .NET 3.0 MTOM service
IMtomTest proxy = new MtomService().getBasicHttpBindingIMtomTest();
String input = "Hello World";
byte[] response = proxy.echoStringAsBinary(input);
System.out.println("Sent: " + input + ", Received: " + new String
(response));
}
}
Get the complete client bundle from here [download/portable-client-withwsdl.zip] and see the enclosed
Readme.txt for instructions on how to run it.
2.11. How to invoke and endpoint by overriding
endpoint address in the WSDL
Often times there is need to override the endpoint address that is obtained from the WSDL referenced by
the generated Service class. This is how you can do this:
2.11.1. BindingProvider.ENDPOINT_ADDRESS_PROPERTY
You can use BindingProvider.ENDPOINT_ADDRESS_PROPERTY to set the endpoint address in
your client application code.
Example 2.33. Sample
//Create service and proxy from the generated Service class.
HelloService service = new HelloService();
HelloPort proxy = service.getHelloPort();
((BindingProvider) proxy).getRequestContext().put(BindingProvider
.ENDPOINT_ADDRESS_PROPERTY, "http://new/endpointaddress");
proxy.sayHello("Hello World!");
2.11.2. Create Service using updated WSDL
In case you have access to the updated WSDL which has the right endpoint address, you
can simply create the Service using this WSDL and there will be no need to set the
BindingProvider.ENDPOINT_ADDRESS property.
Note
This updated WSDL must have the same wsdl:service and wsdl:port as in the original wsdl.
Otherwise you may get an error while creating the Service or Port.

Using Metro
55
Example 2.34. Sample
//Create service and proxy from the generated Service class.
HelloService service = new HelloService(serviceName,
"http://new/endpointaddress?wsdl");
HelloPort proxy = service.getHelloPort();
proxy.sayHello("Hello World!");
2.12. Maintaining State in Web Services
These articles provide details on maintaing state with JAX-WS Web Services.
• Maintaining Session With JAX-WS [http://weblogs.java.net/blog/ramapulavarthi/archive/2006/06/
maintaining_ses.html]
• Making it easier with @HttpSessionScope. [http://jax-ws-commons.java.net/http-session-scope/]
• Transport neutral mechanism to maintain state [http://jax-ws.java.net/nonav/2.2.1/docs/
statefulWebservice.html]
2.13. FastInfoset
The Fast Infoset specification (ITU-T Rec. X.891 | ISO/IEC 24824-1) describes an open, standards-based
"binary XML" format that is based on theXML Information Set [http://www.w3.org/TR/xml-infoset/].
Metro supports this optimized encoding JAX-WS implementation. For ease of deployment, JAX-WS also
support a form of HTTP content negotiation that can be used to turn on Fast Infoset during message
exchanges. By default, the Fast Infoset encoding is turned off. For more information on how to use this
feature see the following section.
The XML Information Set specifies the result of parsing an XML document, referred to as an XML infoset
(or simply an infoset), and a glossary of terms to identify infoset components, referred to as information
items and properties. An XML infoset is an abstract model of the information stored in an XML document;
it establishes a separation between data and information in a way that suits most common uses of XML.
In fact, several of the concrete XML data models are defined by referring to XML infoset items and
their properties. For example, SOAP Version 1.2 [http://www.w3.org/TR/soap12-part1/] makes use of this
abstraction to define the information in a SOAP message without ever referring to XML 1.X, and the
SOAP HTTP binding specifically allows for alternative media types that "provide for at least the transfer
of the SOAP XML Infoset".
The Fast Infoset specification is jointly standardized at the ITU-T and ISO. The specification is available
to all ITU-T sector members and can also be obtained via the corresponding ISO national body in your
location. These specifications recommend the use of the MIME type application/fastinfoset, which has
been approved by the Internet Engineering Steering Group (IESG) for documents serialized using this
format.
FI [http://fi.java.net/] is an open-source project initiated by Sun Microsystems to provide access to a fast,
fully-featured and robust implementation of the Fast Infoset specification. Metro employs the basic Fast
Infoset parsers and serializers available from that project.
2.13.1. Using FastInfoset
Content negotiation is completely driven by the client and uses the standard HTTP headers Accept and
Content-Type. The initial request is always encoded in XML, but the client has the option of including

Using Metro
56
the MIME type application/fastinfoset as part of the HTTP Accept header list. If the request is received by
a Fast Infoset-enabled service, the reply will be encoded in Fast Infoset. The remainder of the conversation
between the client and the service will also be encoded in Fast Infoset as long as the client continues to
use the same client object (e.g., the same stub instance) to converse with the server. We call this form
of negotiation pessimistic, in contrast to the optimistic case in which a client directly initiates a message
exchange using the more efficient encoding.
Content negotiation can be enabled in two different ways: (i) by setting a system property on the
VM used to run the client, and (ii) by setting a property on the proxy object. In either case,
both the property name and its value are identical. For JAX-WS, the name of the property is
com.sun.xml.ws.client.ContentNegotiation. In either case, the accepted property values
are none (the default) and pessimistic, optimistic.
Example 2.35. Enabling FastInfoset by configuring proxy
// Enabling FI in pessimistic mode
Map<String, Object> ctxt = ((BindingProvider)proxy).getRequestContext();
ctxt.put(JAXWSProperties.CONTENT_NEGOTIATION_PROPERTY, "pessimistic");
java -Dcom.sun.xml.ws.client.ContentNegotiation=pessimistic ...
2.14. High Availability Support in Metro
Starting with the Metro 2.1 release [http://metro.java.net/2.1/] Metro officially supports deployment in
clustered environment configurations including the support for stateful Metro features, namely Reliable
Messaging (see High Availability Support in Reliable Messaging for limitations), Secure Conversation,
Security NONCE Manager and Stateful Web Services. Currently this support is tested with and limited to
the GlassFish [http://glassfish.java.net] Application Server 3.1 and higher.
Clustering support in Metro is automatic, which means that once configured and enabled in the container,
there is no extra configuration required on the Metro side to enable Metro High Availability support. The
GlassFish Metro Glue Module that is responsible for Metro - GlassFish integration does all
the necessary configuration automatically during the Metro module initialization by injecting the required
configuration information into the Metro runtime using a private API contract.
For more information on configuring Clustering environment in GlassFish, please consult the GlassFish
[http://glassfish.java.net] Application Server User Guide or watch this very comprehensible basic screen-
cast [http://www.youtube.com/user/GlassFishVideos#p/c/1808040BD1409BF0/3/LDjXjm9_Q5A] or an-
other a more recent screen cast [http://www.youtube.com/user/GlassFishVideos#p/f/0/xSiZHKJLOh4]
available at The GlassFish YouTube Channel [http://www.youtube.com/user/GlassFishVideos].

57
Chapter 3. Compiling WSDL
Table of Contents
3.1. Compiling multiple WSDLs that share a common schema .................................................. 57
3.2. Dealing with schemas that are not referenced ................................................................... 58
3.3. Customizing XML Schema binding ............................................................................... 58
3.3.1. How to get simple and better typed binding .......................................................... 58
3.4. Generating Javadocs from WSDL documentation ............................................................. 59
3.5. Passing Java Compiler options to Wsimport .................................................................... 61
3.1. Compiling multiple WSDLs that share a
common schema
Occasionally, a server will expose multiple services that share common schema types. Perhaps the "com-
mon schema types" are from an industry-standard schema, or perhaps the server was developed by a Ja-
va-first web service toolkit and the services all use the same Java classes as parameter/return values. When
compiling such a WSDL, it's desirable for the shared portion to produce the same Java classes to avoid
duplicates. There are two ways to do this.
The easy way is for you to compile all the WSDLs into the same package:
$ wsimport -p org.acme.foo first.wsdl
$ wsimport -p org.acme.foo second.wsdl
The Java classes that correspond to the common part will be overwritten multiple times, but since they are
identical, in the end this will produce the desired result. If the common part is separated into its own names-
pace, you can use a JAXB customization [http://jaxb.java.net/guide/Customizing_Java_packages.html] so
that the common part will go to the overwritten package while everything else will get its own package.
$ cat common.jaxb
<bindings xmlns="http://java.sun.com/xml/ns/jaxb" version="2.1">
<bindings scd="x-schema::tns" xmlns:tns="http://common.schema.ns/">
<schemaBindings>
<package name="org.acme.foo.common" />
</schemaBindings>
</bindings>
</bindings>
$ wsimport -p org.acme.foo.first first.wsdl -b common.jaxb
$ wsimport -p org.acme.foo.second second.wsdl -b common.jaxb
You can also compile the schema upfront by xjc, then use its episode file [http://weblogs.java.net/blog/
kohsuke/archive/2006/09/separate_compil.html] when later invoking wsimport. For this to work, the com-
mon schema needs to have a URL that you can pass into xjc. If the schema is inlined inside the WSDL,
you'll have to pull it out into a separate file.
$ xjc -episode common.episode common.xsd
$ wsimport wsdl-that-uses-common-schema.wsdl -b common.episode
This will cause wsimport to refer to classes that are generated from XJC earlier.
For more discussion on this, please see this forum thread [http://forums.java.net/jive/thread.jspa?threa-
dID=28673].

Compiling WSDL
58
3.2. Dealing with schemas that are not refer-
enced
Because of ambiguity in the XML Schema spec, some WSDLs are published that reference other schemas
without specifying their locations. This happens most commonly with the reference to the schema for
XML Schema, like this:
Example 3.1. Location-less reference to a schema
<!-- notice there's no schemaLocation attribute -->
<xs:import namespace="http://www.w3.org/2001/XMLSchema" />
When you run wsimport with such a schema, this is what happens:
$ wsimport SecureConversation.wsdl
[ERROR] undefined element declaration 'xs:schema'
line 1 of http://131.107.72.15/Security_WsSecurity_Service_Indigo/
WSSecureConversation.svc?xsd=xsd0
To fix this, two things need to be done:
1. Run wsimport with the -b option and pass the URL/path of the actual schema (in the case of XML
Schema, it's here [http://www.w3.org/2001/XMLSchema.xsd]. This is to provide the real resolvable
schema for the missing schema.
2. For the schema for Schema, potential name conflicts may arise. This was discussed here at
length [http://forums.java.net/jive/thread.jspa?messageID=205301] and a JAXB customization [http://
weblogs.java.net/blog/kohsuke/archive/20070228/xsd.xjb] has been created to resolve such conflicts.
So your wsimport command will be:
$ wsimport -b http://www.w3.org/2001/XMLSchema.xsd -b customization.xjb
SecureConversation.wsdl
You can do the same with NetBeans 5.5.1 by providing local copies of these schema and customization
files. If you are facing this issue try it and let us know if you have any problems.
3.3. Customizing XML Schema binding
3.3.1. How to get simple and better typed binding
wsimport uses JAXB RI's XJC tool internally to achive XML Schema to Java binding. The default be-
haviour is strictly as per JAXB 2.x specification. However it does not work for everyone, for example if
you want to map xs:anyURI to java.net.URI instead of java.lang.String (default mapping).
There is a JAXB global customization that can help you achieve these tasks:
• Eliminating JAXBElements as much as possible
• Giving you a better, more typed binding in general
• Using plural property names where applicable
<?xml version="1.0" encoding="UTF-8"?>
<jaxb:bindings
xmlns:jaxb="http://java.sun.com/xml/ns/jaxb" jaxb:version="2.0"

Compiling WSDL
59
xmlns:xjc= "http://java.sun.com/xml/ns/jaxb/xjc"
jaxb:extensionBindingPrefixes="xjc">
<jaxb:globalBindings>
<xjc:simple />
</jaxb:globalBindings>
</jaxb:bindings>
Then simply run your wsimport and pass this binding customization file
wsimport -p mypackage -keep -b simple.xjb myservice.wsdl
See Kohsuke's blog [http://weblogs.java.net/blog/kohsuke/archive/2007/01/using_jaxb_ris.html] for more
details.
3.4. Generating Javadocs from WSDL docu-
mentation
wsimport can map the documentation inside the WSDL that can map as corresponding Javadoc on the
generated classes. The documentation inside the WSDL should be done using standard WSDL 1.1 element:
<wsdl:documentation>.
It is important to note that not everythign in the WSDL maps to Java class, the table below shows
wsdl:documentation to Javadoc mapping for various WSDL compoenents that correspond to the generated
Java class.
Table 3.1. wsdl:documentation to Javadoc mapping
WSDL documentation (wsdl:documentation) Javadoc
wsdl:portType As a Javadoc on the generated Service Endpoint In-
terface (SEI) class
wsdl:portType/wsdl:operation As a Javadoc on the corresponding method of the
generated SEI class
wsdl:service As a Javadoc on the generated Service class
wsdl:service/wsdlport As a Javadoc on the generated getXYZPort() meth-
ods of the Service class
Let us see a sample wsdl with documentation and the generated Java classes:
Example 3.2. WSDL with documentation
<wsdl:portType name="HelloWorld">
<wsdl:documentation>This is a simple HelloWorld service.
</wsdl:documentation>
<wsdl:operation name="echo">
<wsdl:documentation>This operation simply echoes back whatever it
receives
</wsdl:documentation>
<wsdl:input message="tns:echoRequest"/>
<wsdl:output message="tns:echoResponse"/>
</wsdl:operation>
</wsdl:portType>
<service name="HelloService">

Compiling WSDL
60
<wsdl:documentation>This is a simple HelloWorld service.
</wsdl:documentation>
<port name="HelloWorldPort" binding="tns:HelloWorldBinding">
<wsdl:documentation>A SOAP 1.1 port</wsdl:documentation>
<soap:address location="http://localhost/HelloService"/>
</port>
</service>
In the above WSDL the documentation is mentioned using standard WSDL 1.1 element:
<wsdl:documentation>. Running wsimport on this will generate Javadoc on the SEI and Service class.
Example 3.3. Generated SEI - HellowWorld.java
/**
* This is a simple HelloWorld service.
*
* This class was generated by the JAX-WS RI.
* JAX-WS RI 2.1.3-11/27/2007 02:44 PM(vivekp)-
* Generated source version: 2.1
*
*/
@WebService(name = "HelloWorld",
targetNamespace = "http://example.com/wsdl")
@XmlSeeAlso({
ObjectFactory.class
})
public interface HelloWorld {
/**
* This operation simply echoes back whatever it receives
*
* @param reqInfo
* @return
* returns java.lang.String
*/
@WebMethod
@WebResult(name = "respInfo",
targetNamespace = "http://example.com/types")
@RequestWrapper(localName = "echo",
targetNamespace = "http://example.com/types",
className = "sample.EchoType")
@ResponseWrapper(localName = "echoResponse",
targetNamespace = "http://example.com/types",
className = "sample.EchoResponseType")
public String echo(
@WebParam(name = "reqInfo",
targetNamespace = "http://example.com/types")
String reqInfo);
}
Example 3.4. Generated Service class HelloWorldService.java
/**
* This is a simple HelloWorld service.
*
* This class was generated by the JAX-WS RI.
* JAX-WS RI 2.1.3-11/27/2007 02:44 PM(vivekp)-

Compiling WSDL
61
* Generated source version: 2.1
*
*/
@WebServiceClient(name = "HelloService",
targetNamespace = "http://example.com/wsdl",
wsdlLocation = "file:/C:/issues/wsdl/sample.wsdl")
public class HelloService
extends Service
{
private final static URL HELLOSERVICE_WSDL_LOCATION;
private final static Logger logger =
Logger.getLogger(sample.HelloService.class.getName());
static {
URL url = null;
try {
URL baseUrl;
baseUrl = sample.HelloService.class.getResource(".");
url = new URL(baseUrl, "file:/C:/issues/wsdl/sample.wsdl");
} catch (MalformedURLException e) {
logger.warning("Failed to create URL for the wsdl Location: " +
"'file:/C:/issues/wsdl/sample.wsdl', " +
"retrying as a local file");
logger.warning(e.getMessage());
}
HELLOSERVICE_WSDL_LOCATION = url;
}
public HelloService(URL wsdlLocation, QName serviceName) {
super(wsdlLocation, serviceName);
}
public HelloService() {
super(HELLOSERVICE_WSDL_LOCATION,
new QName("http://example.com/wsdl", "HelloService"));
}
/**
* A SOAP 1.1 port
*
* @return
* returns HelloWorld
*/
@WebEndpoint(name = "HelloWorldPort")
public HelloWorld getHelloWorldPort() {
return super.getPort(
new QName("http://example.com/wsdl", "HelloWorldPort"),
HelloWorld.class);
}
3.5. Passing Java Compiler options to Wsim-
port
wsimport invokes Javac to compile the generated classes. There is no option currently to pass any options
to the compiler. You can use -Xnocompile option of wsimport to not compile the generated classes. But,
this would require you to compile the generated sources separately in your project.

Compiling WSDL
62
Note
This would be useful, if you are developing the Web service/Client on JDK 6 and you want to
deploy it on JDK 5. Since there is no option to pass Javac tool option "-target 1.5" directly, you
can use -Xnocompile option of wsimport and further compile it yourself.

63
Chapter 4. SOAP
Table of Contents
4.1. SOAP headers ............................................................................................................ 63
4.1.1. Adding SOAP headers when sending requests ....................................................... 63
4.1.2. Accessing SOAP headers for incoming messages ................................................... 64
4.1.3. Adding SOAP headers when sending replies ......................................................... 64
4.1.4. Mapping additional WSDL headers to method parameters ........................................ 64
4.2. Schema Validation ...................................................................................................... 65
4.2.1. Server Side Schema Validation ........................................................................... 65
4.2.2. Client Side Schema Validation ........................................................................... 66
4.1. SOAP headers
When the WSDL you are compiling specifies that some parts of a message are bound to SOAP headers,
wsimport generates the right stuff (@WebParam (header=true)), so you can pass headers as argu-
ments to the method invocation. When starting from Java, you can use this same annotation to indicate
that some parameters be sent as headers.
That said, there are many WSDLs out there that do not specify SOAP headers explicitly, yet the protocol
still requires such headers to be sent, so the JAX-WS RI offers convenient ways for you to send/receive
additional headers at runtime.
4.1.1. Adding SOAP headers when sending requests
The portable way of doing this is that you creaate a SOAPHandler and mess with SAAJ, but the RI
provides a better way of doing this.
When you create a proxy or dispatch object, they implement BindingProvider interface. When you
use the JAX-WS RI, you can downcast to WSBindingProvider which defines a few more methods
provided only by the JAX-WS RI.
This interface lets you set an arbitrary number of Header object, each representing a SOAP header. You
can implement it on your own if you want, but most likely you'd use one of the factory methods defined
on Headers class to create one.
Example 4.1. Adding custom headers
import com.sun.xml.ws.developer.WSBindingProvider;
HelloPort port = helloService.getHelloPort(); // or something like that...
WSBindingProvider bp = (WSBindingProvider) port;
bp.setOutboundHeader(
// simple string value as a header,
// like <simpleHeader>stringValue</simpleHeader>
Headers.create(new QName("simpleHeader"), "stringValue"),
// create a header from JAXB object
Headers.create(jaxbContext, myJaxbObject)
);

SOAP
64
Once set, it will take effect on all the successive methods. If you'd like to see more factory methods on
Headers, please let us know.
4.1.2. Accessing SOAP headers for incoming messages
Server can access all the SOAP headers of the incoming messages by using the
JAXWSProperties#INBOUND_HEADER_LIST_PROPERTY property like this:
Example 4.2. Accessing incoming headers
@WebService
public class FooService {
@Resource
WebServiceContext context;
@WebMethod
public void sayHelloTo(String name) {
HeaderList hl = context.getMessageContext().get(JAXWSProperties
.INBOUND_HEADER_LIST_PROPERTY);
Header h = hl.get(MYHEADER);
}
private static final QName MYHEADER = new QName("myNsUri", "myHeader");
}
Clients can similarly access all the SOAP headers of the incoming messages:
Example 4.3. Accessing incoming headers
HelloPort port = helloService.getHelloPort(); // or something like that...
port.sayHelloTo("duke");
HeaderList hl = port.getResponseContext().get(JAXWSProperties
.INBOUND_HEADER_LIST_PROPERTY);
Header h = hl.get(MYHEADER);
See the Header interface for more details about how to access the header values.
4.1.3. Adding SOAP headers when sending replies
Servers tend to be developed "from-Java" style, so we feel the necessity of adding out-of-band headers
is smaller (you can just define headers as method @WebParam(mode=OUT,header=true) parame-
ters.) Therefore, currently there's no support for adding out-of-band SOAP headers into response messages.
If you'd like us to improve on this front, please let us know.
4.1.4. Mapping additional WSDL headers to method pa-
rameters
Sometimes WSDLs in the binding section reference soap:header messages that are not part of the input or
output contract defined in the portType operation. For example:
Example 4.4. Sample WSDL with additional header bindings
<message name="additionalHeader">
<part name="additionalHeader" element="types:additionalHeader"/>
</message>

SOAP
65
<wsdl:portType name="HelloPortType">
<wsdl:operation name="echo">
<wsdl:input message="tns:echoRequest"/>
<wsdl:output message="tns:echoResponse"/>
</wsdl:operation>
</wsdl:portType>
<wsdl:binding name="HelloBinding" type="tns:HelloPortType">
<soap:binding style="document"
transport="http://schemas.xmlsoap.org/soap/http"/>
<wsdl:operation name="echo">
<soap:operation/>
<wsdl:input>
<soap:body message="tns:echoRequest"/>
<soap:header message="tns:additionalHeader"
part="additionalHeader"/>
</wsdl:input>
<wsdl:output>
<soap:body message="tns:echoResponse"/>
</wsdl:output>
</wsdl:operation>
</wsdl:binding>
In the above schema in the wsdl:binding section tns:additionalHeader is bound but if you see this header
is not part of the echo abstract contract (i.e., the wsdl:portType section). According to JAX-WS 2.1 spec-
ification only the wsdl:part's from the abstract portion are mapped to Java method parameters.
Running wsimport on this wsdl will generate this method signature:
wsimport sample.wsdl
Example 4.5. Default mapping
public String echo(String request);
Note
Since JAX-WS RI 2.1.3, wsimport has a new option -XadditionalHeaders, this option will map
such additional headers as method parameters.
wsimport -XadditionalHeaders sample.wsdl
Example 4.6. WSDL to Java mapping with -XadditionalHeaders switch
public String echo(String request, String additionalHeader);
4.2. Schema Validation
SOAP messages are not validated against schemas by default with the JAX-WS RI. However, this can
be enabled for doc/lit cases. The JAXWS-RI uses JAXP's SchemaFactory [http://download.oracle.com/
javase/6/docs/api/javax/xml/validation/SchemaFactory.html] API to do the validation.
4.2.1. Server Side Schema Validation
The @SchemaValidation [http://java.net/projects/jax-ws-architecture-document/sources/svn/con-
tent/trunk/www/doc/com/sun/xml/ws/developer/SchemaValidation.html?raw=true] annotation needs to
be specified on the endpoint implementation to enable server side validation. Both the incoming SOAP

SOAP
66
request and outgoing SOAP response will be validated, with exceptions returned to the client for any val-
idation errors that occur.
Example 4.7. Enabling Schema Validation for an Endpoint
import com.sun.xml.ws.developer.SchemaValidation;
...
@SchemaValidation
@WebService
public class HelloImpl {
}
If a application wants to have complete control over validation error handling, it can set up a
ValidationErrorHandler [http://java.net/projects/jax-ws-architecture-document/sources/svn/con-
tent/trunk/www/doc/com/sun/xml/ws/developer/ValidationErrorHandler.html?raw=true] to receive noti-
fication of errors. The handler has access to the Packet [http://java.net/projects/jax-ws-architecture-doc-
ument/sources/svn/content/trunk/www/doc/com/sun/xml/ws/api/message/Packet.html?raw=true] and can
store any information in its invocationProperties. These properties are accessible from the endpoint's Mes-
sageContext.
Example 4.8. Customizing Schema Validation
@SchemaValidation(handler = MyErrorHandler.class)
@WebService
public class HelloImpl {
}
import com.sun.xml.ws.developer.ValidationErrorHandler;
import org.xml.sax.SAXParseException;
import org.xml.sax.SAXException;
public class MyErrorHandler extends ValidationErrorHandler {
public void warning(SAXParseException e) throws SAXException {
// Store warnings in the packet so that they can be retrieved
// from the endpoint
packet.invocationProperties.put("error", e);
}
public void error(SAXParseException e) throws SAXException {
throw e;
}
public void fatalError(SAXParseException e) throws SAXException {
; // noop
}
}
4.2.2. Client Side Schema Validation
Proxy needs to be created with SchemaValidationFeature [http://java.net/projects/jax-ws-archi-
tecture-document/sources/svn/content/trunk/www/doc/com/sun/xml/ws/
developer/SchemaValidationFeature.html?raw=true] to enable client side validation. Both the outgoing
SOAP request and incoming SOAP response will be validated.
Example 4.9. Enabling Proxy with Schema Validation
import com.sun.xml.ws.developer.SchemaValidationFeature;

SOAP
67
...
SchemaValidationFeature feature = new SchemaValidationFeature();
HelloPort port = new HelloService.getHelloPort(feature);
// All invocations on this port are validated
If a client application wants to have complete control over validation error handling, it can set up a Vali-
dationErrorHandler to receive notification of errors. The handler has access to the Packet and can
store any information in its invocationProperties. These properties are accessible from proxy's response
context.
Example 4.10. Customizing Schema Validation
SchemaValidationFeature feature =
new SchemaValidationFeature(MyErrorHandler.class);
HelloPort port = new HelloService.getHelloPort(feature);
// All invocations on this port will be validated

68
Chapter 5. HTTP
Table of Contents
5.1. HTTP headers ............................................................................................................ 68
5.1.1. Sending HTTP headers on request ....................................................................... 68
5.1.2. Accessing HTTP headers of the response .............................................................. 68
5.2. HTTP compression ..................................................................................................... 69
5.3. HTTP cookies ............................................................................................................ 69
5.3.1. Enabling cookie support .................................................................................... 69
5.3.2. Accessing HTTP cookies in the response .............................................................. 70
5.3.3. Accessing HTTP cookies on the server ................................................................. 70
5.4. HTTP client streaming support ...................................................................................... 70
5.5. Access HTTP headers in a Handler ................................................................................ 70
5.5.1. From Client side handler ................................................................................... 70
5.5.2. From Server side handler ................................................................................... 71
5.6. HTTP Timeouts .......................................................................................................... 72
5.7. HTTP Persistent Connections (keep-alive) ....................................................................... 72
5.8. HTTPS HostnameVerifier ............................................................................................ 72
5.9. HTTPS SSLSocketFactory ............................................................................................ 73
5.10. HTTP address in soap:address and import locations ......................................................... 73
5.1. HTTP headers
5.1.1. Sending HTTP headers on request
Client can set additional HTTP headers for making a requests by using
MessageContext.HTTP_REQUEST_HEADERS. See the following code for an example:
Example 5.1. Sending HTTP headers
import java.util.Collections;
import javax.xml.ws.BindingProvider;
import javax.xml.ws.handler.MessageContext;
HelloPort port =...;
((BindingProvider) port).getRequestContext().put(MessageContext
.HTTP_REQUEST_HEADERS, Collections.singletonMap
("X-Client-Version", Collections.singletonList("1.0-RC")));
// the header will be sent to all successive invocations
port.sayHelloTo("duke");
port.sayHelloTo("duke");
Note that the property takes Map<String,List<String>> as the type.
5.1.2. Accessing HTTP headers of the response
Clients can access the HTTP headers of the response by using
MessageContext.HTTP_RESPONSE_HEADERS. See the following code for example:

HTTP
69
Example 5.2. Accessing HTTP headers
HelloPort port = ...;
port.sayHelloTo("duke");
headers = (Map<String, List<String>>) ((BindingProvider) port)
.getResponseContext().get(MessageContext.HTTP_RESPONSE_HEADERS);
5.2. HTTP compression
HTTP supports compression of data at the transport level [http://www.websiteoptimization.com/speed/
tweak/compress/], which can substantially reduce the size of the data (at the expense of an additional CPU
load.)
When sending a request to a server, a client can inform the server that it can receive compressed response
like this:
Example 5.3. Request HTTP Compression
Map<String, List<String> httpHeaders = new HashMap<String, List<String>>();
httpHeaders.put("Accept-Encoding", Collections.singletonList("gzip"));
Map<String, Object> reqContext =
((bindingProvider)proxy).getRequestContext();
requestContext.put(MessageContext.HTTP_REQUEST_HEADERS, httpHeaders);
This works even if the server isn't capable of doing compression; it will simply respond with uncompressed
response and it will work transparently.
If a client knows that the server is capable of receiving a compressed request, it can send a compressed
request by adding one more HTTP header as follows:
Example 5.4. Sending Compressed Request
Map<String, List<String> httpHeaders = new HashMap<String, List<String>>();
httpHeaders.put("Content-Encoding", Collections.singletonList("gzip"));
httpHeaders.put("Accept-Encoding", Collections.singletonList("gzip"));
Map<String, Object> reqContext = ((bindingProvider) proxy)
.getRequestContext();
requestContext.put(MessageContext.HTTP_REQUEST_HEADERS, httpHeaders);
Note that this will fail if the server is incapable of dealing with compressed HTTP traffic. Most modern
HTTP servers understand it, but this is not guaranteed.
5.3. HTTP cookies
5.3.1. Enabling cookie support
To enable cookie support, you need to enable the session property. This causes requests sent via the port
to use the same cookie jar, so if the server responds with a cookie, the next request will go out with those
cookies. This allows the server to use the normal session tracking mechanism like HttpSession.
Example 5.5. Sending HTTP headers
HelloPort port = ...;
port.getRequestContext().put(BindingProvider.SESSION_MAINTAIN_PROPERTY,true);

HTTP
70
5.3.2. Accessing HTTP cookies in the response
TODO
5.3.3. Accessing HTTP cookies on the server
When the web service is using servlets as the transport mechanism, you can use servlet's native support
for cookies [http://www.google.com/search?q=servlet+cookie]. See the following code to how to access
javax.servlet.http.HttpServletRequest from your service.
Example 5.6. Accessing cookies
class MyService {
@Resource
WebServiceContext context;
public void foo() {
HttpServletRequest rq = (HttpServletRequest) context
.getMessageContext().get(MessageContext.SERVLET_REQUEST);
HttpServletResponse rs = (HttpServletResponse) context
.getMessageContext().get(MessageContext.SERVLET_RESPONSE);
}
}
5.4. HTTP client streaming support
JAX-WS uses Java SE's HttpURLConnection [http://download.oracle.com/javase/6/docs/api/java/net/
HttpURLConnection.html] to send requests to web service. By default, HttpURLConnection buffers
the entire request before sending it on the wire. To enable HTTP streaming support, one
needs to enable setChunkedStreamingMode() [http://download.oracle.com/javase/6/docs/api/java/net/
HttpURLConnection.html#setChunkedStreamingMode%28int%29] on the connection. The same thing
can be achieved by doing the following in JAX-WS clients.
Example 5.7. HTTP client streaming support
int chunkSize = ...;
Map<String, Object> ctxt = ((BindingProvider)proxy).getRequestContext();
ctxt.put(JAXWSProperties.HTTP_CLIENT_STREAMING_CHUNK_SIZE, chunkSize);
5.5. Access HTTP headers in a Handler
HTTP headers can be accessed in a Handler. Here is how you can access the Content-Type HTTP header
in a Handler:
5.5.1. From Client side handler
HTTP headers can be accessed in a client side Handler in an incoming response. Here is Handler code
that demonstrates how to do this:
Example 5.8. ClientHandler.java
public class ClientHandler implements SOAPHandler<SOAPMessageContext> {
public boolean handleMessage(SOAPMessageContext context) {

HTTP
71
if (!(Boolean) context.get(MessageContext
.MESSAGE_OUTBOUND_PROPERTY)) {
Map<String, List<String>> map = (Map<String,
List<String>>) context.get(MessageContext
.HTTP_RESPONSE_HEADERS);
List<String> contentType = getHTTPHeader(map, "Content-Type");
if (contentType != null) {
StringBuffer strBuf = new StringBuffer();
for (String type : contentType) {
strBuf.append(type);
}
System.out.println("Content-Type:" + strBuf.toString());
}
}
return true;
}
private
@Nullable
List<String> getHTTPHeader(Map<String, List<String>> headers,
String header) {
for (Map.Entry<String, List<String>> entry : headers.entrySet()) {
String name = entry.getKey();
if (name.equalsIgnoreCase(header))
return entry.getValue();
}
return null;
}
}
5.5.2. From Server side handler
HTTP headers can be accessed in a server side Handler on an incoming request. Here is Handler code that
demonstrates how to do this:
Example 5.9. ServerHandler.java
public class ServerHandler implements SOAPHandler<SOAPMessageContext> {
public boolean handleMessage(SOAPMessageContext context) {
if (!(Boolean) context.get(MessageContext
.MESSAGE_OUTBOUND_PROPERTY)) {
Map<String, List<String>> map = (Map<String,
List<String>>) context.get(MessageContext
.HTTP_REQUEST_HEADERS);
List<String> contentType = getHTTPHeader(map, "Content-Type");
if (contentType != null) {
StringBuffer strBuf = new StringBuffer();
for (String type : contentType) {
strBuf.append(type);
}
System.out.println("Content-Type:" + strBuf.toString());
}
}

HTTP
72
return true;
}
private
@Nullable
List<String> getHTTPHeader(@NotNull Map<String,
List<String>> headers, @NotNull String header) {
for (Map.Entry<String, List<String>> entry : headers.entrySet()) {
String name = entry.getKey();
if (name.equalsIgnoreCase(header))
return entry.getValue();
}
return null;
}
}
5.6. HTTP Timeouts
JAX-WS uses Java SE's HttpURLConnection [http://download.oracle.com/javase/6/docs/api/java/net/
HttpURLConnection.html] to send requests to web services. URLConnection offers setConnectTime-
out() [http://download.oracle.com/javase/6/docs/api/java/net/URLConnection.html#setConnectTimeout
%28int%29] and setReadTimeout() [http://download.oracle.com/javase/6/docs/api/java/net/
URLConnection.html#setReadTimeout%28int%29] methods so that clients can control connection time-
outs. The same things can be achieved by doing the following in JAX-WS clients:
Example 5.10. HTTP client timeouts
// setConnectTimeout()
int timeout = ...;
Map<String, Object> ctxt = ((BindingProvider)proxy).getRequestContext();
ctxt.put(JAXWSProperties.CONNECT_TIMEOUT, timeout);
// setReadTimeout()
int timeout = ...;
Map<String, Object> ctxt = ((BindingProvider)proxy).getRequestContext();
ctxt.put("com.sun.xml.ws.request.timeout", timeout);
5.7. HTTP Persistent Connections (keep-alive)
Persistent connections improve performance by allowing the underlying socket connection to be reused
for multiple http requests. JAX-WS uses Java SE's HttpURLConnection [http://download.oracle.com/
javase/6/docs/api/java/net/HttpURLConnection.html] to send requests to web services. HTTP keep-alive
behavior can be controlled by the http.keepAlive (default: true) and http.maxConnections (default: 5) sys-
tem properties. For more information, see Networking Properties [http://download.oracle.com/javase/6/
docs/technotes/guides/net/properties.html]
5.8. HTTPS HostnameVerifier
JAX-WS uses Java SE's HttpsURLConnection [http://download.oracle.com/javase/6/docs/api/javax/net/
ssl/HttpsURLConnection.html] to send requests to web services that use the HTTPS transport. HttpsURL-
Connection offers a setHostnameVerifier() [http://download.oracle.com/javase/6/docs/api/javax/net/ssl/
HttpsURLConnection.html#setHostnameVerifier%28javax.net.ssl.HostnameVerifier%29] method so that

HTTP
73
the client's verification callback can be called to determine whether a connection is allowed. The same
thing can be achieved by doing the following in JAX-WS clients:
Example 5.11. SSL Hostname Verification
HostNameVerifier hostNameVerifier = ...;
int timeout = ...;
Map<String, Object> ctxt = ((BindingProvider)proxy).getRequestContext();
ctxt.put(JAXWSProperties.HOSTNAME_VERIFIER, hostNameVerifier);
5.9. HTTPS SSLSocketFactory
JAX-WS uses Java SE's HttpsURLConnection [http://download.oracle.com/javase/6/docs/api/javax/net/
ssl/HttpsURLConnection.html] to send requests to web services that use HTTPS transport. Http-
sURLConnection offers setSSLSocketFactory() [http://java.sun.com/j2se/1.5.0/docs/api/javax/net/ssl/
HttpsURLConnection.html#setSSLSocketFactory(javax.net.ssl.SSLSocketFactory)] method and that fac-
tory is used when creating sockets for secure https URL connections. The same thing can be achieved by
doing the following in JAX-WS clients:
Example 5.12. HTTPS SSLSocketFactory
SSLSocketFactory sslSocketFactory = ...;
Map<String, Object> ctxt = ((BindingProvider)proxy).getRequestContext();
ctxt.put(JAXWSProperties.SSL_SOCKET_FACTORY, sslSocketFactory);
5.10. HTTP address in soap:address and im-
port locations
A service may be hosted in a servlet container that is behind firewall/load balancer. Then a published
WSDL's soap:address, wsdl:import, xsd:import locations may point to the internal address(not to the exter-
nal firewall/loadbalancer address). Metro uses the HttpServletRequest's getServerName() and getServer-
Port() to figure out the server's address and port respectively. This works in many cases, but you may need
to configure the servlet container's server address in some cases.
• This is supported in GlassFish, by configuring "server-name" attribute of <http-listener> in domain.xml.
For example, set it to "http://firewall-host:firewall-port"
• This is supported in Tomcat, by using the "proxyName" and "proxyPort" attributes on <Connector>.
See tomcat configuration [http://tomcat.apache.org/tomcat-5.5-doc/proxy-howto.html]

74
Chapter 6. Processing Large Data
Table of Contents
6.1. Receiving large SOAP requests ..................................................................................... 74
6.1.1. Provider<Message> .......................................................................................... 74
6.2. Binary Attachments (MTOM) ....................................................................................... 74
6.2.1. MTOM ........................................................................................................... 74
6.2.2. Enabling MTOM on server ................................................................................ 77
6.2.3. Enabling MTOM on client ................................................................................. 77
6.2.4. MTOM threshold ............................................................................................. 77
6.2.5. .NET interoperability ......................................................................................... 78
6.3. Large Attachments ...................................................................................................... 78
6.3.1. Client Side ...................................................................................................... 79
6.3.2. Server Side ..................................................................................................... 79
6.3.3. Configuration .................................................................................................. 80
6.3.4. Large Attachments Summary .............................................................................. 80
6.1. Receiving large SOAP requests
Processing of large incoming SOAP requests can be made more efficient with some additional effort.
6.1.1. Provider<Message>
JAX-WS RI extension Provider<Message> [http://weblogs.java.net/blog/kohsuke/archive/2007/03/
dispatch_and_pr.html] can be used to read an incoming SOAP message by using XMLStreamReader
(among other things.) This allows you to read the SOAP message on-demand lazily, without needing to
buffer the whole message in memory.
See the relevant JAXB users guide section [http://jaxb.java.net/guide/
Dealing_with_large_documents.html] for how to combine JAXB with such streaming processing.
6.2. Binary Attachments (MTOM)
6.2.1. MTOM
MTOM [http://www.w3.org/TR/soap12-mtom/] (and XOP [http://www.w3.org/TR/xop10/]) allows you
to send and receive binary attachments (such as files and images) efficiently and in an interoperable man-
ner.
6.2.1.1. What is MTOM?
Perhaps the best way to understand the pros and cons of MTOM is to see an actual on-the-wire message.
See an example below:
Example 6.1. Sample MTOM message
Content-Type: Multipart/Related; start-info="text/xml"; type="application/xop
+xml"; boundary="----=_Part_0_1744155.1118953559416"

Processing Large Data
75
Content-Length: 3453
SOAPAction: ""
------=_Part_1_4558657.1118953559446
Content-Type: application/xop+xml; type="text/xml"; charset=utf-8
<S:Envelope xmlns:S="http://schemas.xmlsoap.org/soap/envelope/">
<S:Body>
<Detail xmlns="http://example.org/mtom/data">
<image>
<xop:Include xmlns:xop="http://www.w3.org/2004/08/xop/include"
href="cid:5aeaa450-17f0-4484-b845-a8480c363444@example.org" />
</image>
</Detail>
</S:Body>
</S:Envelope>
------=_Part_1_4558657.1118953559446
Content-Type: image/jpeg
Content-ID: <5aeaa450-17f0-4484-b845-a8480c363444@example.org>
... binary data ...
The noteworthy points are:
1. The binary attachment is packaged in a MIME multi-part message (the same mechanism used in e-mail
to handle attachments.)
2. An <xop:Include> element is used to mark where the binary data is.
3. The actual binary data is kept in a different MIME part.
MTOM is efficient, in the sense that it doesn't have the 33% size increase penalty that
xs:base64Binary has. It is interoperable, in the sense that it is a W3C standard. However, MIME
multipart incurs a small cost proportional to the number of attachments, so it is not suitable for a large
number of tiny attachments.
The schema that describes the above message is below. The MTOM spec is designed to work below the
XML infoset level, so the schema describes the image as being of type xs:base64Binary, even though
it can be attached as seen above. When using MTOM, any base64Binary can be attached or inlined.
Example 6.2. Schema
<element name="Detail" type="types:DetailType"/>
<complexType name="DetailType">
<sequence>
<element name="image" type="base64Binary" />
</sequence>
</complexType>
6.2.1.2. xmime:expectedContentType to Java type mapping
Schema elements of type xs:base64Binary or xs:hexBinary can be annotated by using the
xmime:expectedContentType [http://www.w3.org/TR/xml-media-types/] attribute to indicate the type of
binary that is expected. wsimport recognizes this annotation and will map the binary data to its proper

Processing Large Data
76
Java representation instead. The table below is taken from JAXB spec Table 9-1, which shows the map-
ping rules:
Table 6.1. JAXB Mapping Rules
MIME Type Java Type
image/* java.awt.Image
text/plain java.lang.String
application/xml, text/xml javax.xml.transform.Source
(others) javax.activation.DataHandler
6.2.1.3. xmime:contentType attribute
The schema can further use the xmime:contentType [http://www.w3.org/TR/xml-media-types/] at-
tribute to designate the actual content type of the binary data used in the message. (In contrast,
xmime:expectedContentTypes specifies what are allowed. This combination allows you to say
"image/* is expected but this message contains image/jpeg".)
This attribute can be used with elements whose content is either xs:base64Binary or
xs:hexBinary. Consider the following example:
Example 6.3. Using xmime:contentType
<element name="TestMtomXmimeContentType" type="types:PictureType"/>
<complexType name="PictureType">
<simpleContent>
<restriction base="xmime:base64Binary">
<attribute ref="xmime:contentType" use="required" />
</restriction>
</simpleContent>
</complexType>
Here xmime:base64Binary is defined by Describing Media Content of Binary Data in XML [http://
www.w3.org/TR/xml-media-types/#schema]. The following code shows how your program can set the
MIME type to the generated beans:
Example 6.4. Setting content type
PictureType req = new PictureType();
req.setValue(name.getBytes());
req.setContentType("application/xml");
On the wire this is how it looks:
Example 6.5. SOAP Message that uses xmime:contentType
<S:Envelope xmlns:S="http://schemas.xmlsoap.org/soap/envelope/"
xmlns:xsd="http://www.w3.org/2001/XMLSchema"
xmlns:ns1="http://example.org/mtom/data"
xmlns:ns2="http://www.w3.org/2005/05/xmlmime">
<S:Body>
<ns1:TestMtomXmimeContentTypeResponse ns2:contentType="application/xml">
<xop:Include
xmlns:xop="http://www.w3.org/2004/08/xop/include"

Processing Large Data
77
href="cid:193ed174-d313-4325-8eed-16cc25595e4e@example.org"/>
</ns1:TestMtomXmimeContentTypeResponse>
</S:Body>
</S:Envelope>
6.2.2. Enabling MTOM on server
There are several ways to enable MTOM.
1. By using the @MTOM annotation on SEI. This is convenience and preferable for developers.
Example 6.6. Annotating SEI with @MTOM
@javax.xml.ws.soap.MTOM
@WebService
public class HelloImpl implements Hello {
....
}
2. By using the enable-mtom attribute in the sun-jaxws.xml configuration file. This allows the
MTOM setting to be changed at deployment time.
Example 6.7. Enabling MTOM in sun-jaxws.xml
<endpoints xmlns='http://java.sun.com/xml/ns/jax-ws/ri/runtime'
version='2.0'>
<endpoint name="Mtom" implementation="mtom.server.HelloImpl"
url-pattern="/hello"
enable-mtom="true"/>
</endpoints>
3. If you are using JAX-WS RI via Spring, you can also enable MTOM from the bean definition file. See
the JAX-WS spring extension for more.
6.2.3. Enabling MTOM on client
There are several ways to enable MTOM.
1. By doing nothing. If the server WSDL advertises that it supports MTOM, the MTOM support in the
client will be automatically enabled. This is the preferable way.
2. By passing MTOMFeature as WebServiceFeature parameter while creating a proxy or a Dis-
patch. See the example below:
Example 6.8. Passing MTOMFeature
Hello port = new HelloService().getHelloPort(new MTOMFeature());
Dispatch d = new HelloService().createDispatch(....,new MTOMFeature());
6.2.4. MTOM threshold
As discussed above, in rare situations where you have a lot of tiny attachments, the overhead of MTOM
may outweigh the benefit of binary transfer. To cope with this situation, the JAX-WS RI supports the
notion of "threshold" --- if an attachment is smaller than the size specified in threshold, it will simply inline
the binary data as base64 binary instead of making it an attachment. Because of the way MTOM spec is

Processing Large Data
78
designed, such inline vs attachment decision is handled by the toolkits of both ends and will not harm the
application running on both sides.
There are two ways to control the threshold:
1. By using the
com.sun.xml.ws.developer.JAXWSProperties.MTOM_THRESHOLD_VALUE property
in the RequestContext on the client side and in the MessageContext on the server side.
2. By adding parameter to the @MTOM annotation, such as @MTOM(threshold=3000)
3. By adding parameter to the MTOMFeature object, such as new MTOM(3000)
6.2.5. .NET interoperability
6.2.5.1. Using Metro distribution
MTOM support is fully interoperable with .NET clients and servers. If you are working with Metro then
your MTOM solution as a endpoint or as client will work out of the box.
6.2.5.2. Using JAX-WS RI distribution
If you are using JAX-WS RI distribution, MTOM interop with .NET client or server will not work out of
the box. The reason behind this is that JAX-WS RI does not have built in support for WS-Policy and .NET
3.0/.NET 3.5 looks for an MTOM policy assertion in the WSDL before turning on MTOM encoding. So,
you will need to turn it on explicitly on your .NET 3.0/3.5 or JAX-WS RI client.
The MTOM policy assertion that .NET 3.0/.NET 3.5 understands is:
<wsoma:OptimizedMimeSerialization/>
6.2.5.2.1. JAX-WS RI endpoint and .NET client
Turn on MTOM explicitly on your .NET client using the WCF editor available with Visual Studio 2005.
6.2.5.2.2. JAX-WS RI client and .NET endpoint
Turn on MTOM on JAX-WS RI client as defined above.
Here is a sample Metro MTOM endpoint [download/MetroMtomService.zip] and a .NET 3.0 client [down-
load/WCFMtomClient.zip].
6.3. Large Attachments
JAX-WS RI provides support for sending and receiving large attachments in a streaming fashion. Often
times, large attachments need to be stored on the file system since they cannot be kept in memory(limited
by heap size). But in certain cases, streaming of attachments is possible without ever storing the content
on the file system. RI will try to stream the attachments whenever it is possible. Otherwise, it would store
the large attachments on the file system.
The programming model is based on MTOM and DataHandler. You want to send large data as a SOAP
attachment, see this section [Binary_Attachments__MTOM_.html] for more details. Also you want to
bind large data to DataHandler instead of byte[]. RI provides a StreamingDataHandler, a
DataHandler implementation that can be used to access the data efficiently in a streaming fashion.

Processing Large Data
79
6.3.1. Client Side
RI uses Java SE's HttpURLConnection [http://download.oracle.com/javase/6/docs/api/java/net/
HttpURLConnection.html] for web service invocations. HttpURLConnection buffers the request da-
ta by default. So the client applications need to enable streaming explicitly, see http client streaming
[HTTP_client_streaming_support.html]. The following sample show how to send and receive large data.
Example 6.9. Sample client for large attachments
import com.sun.xml.ws.developer.JAXWSProperties;
import com.sun.xml.ws.developer.StreamingDataHandler;
MTOMFeature feature = new MTOMFeature();
MyService service = new MyService();
MyProxy proxy = service.getProxyPort(feature);
Map<String, Object> ctxt = ((BindingProvider)proxy).getRequestContext();
// Enable HTTP chunking mode, otherwise HttpURLConnection buffers
ctxt.put(JAXWSProperties.HTTP_CLIENT_STREAMING_CHUNK_SIZE, 8192);
DataHandler dh = proxy.fileUpload(...);
StreamingDataHandler sdh = (StreamingDataHandler)dh;
InputStream in = sdh.readOnce();
...
in.close();
sdh.close();
6.3.2. Server Side
Use @MTOM feature for a service and DataHandler parameter for large data. If the WSDL contains
xmime:expectedContentTypes="application/octet-stream", it would be mapped to DataHandler in the gen-
erated SEI. If the service is starting from java, @XmlMimeType("application/octet-stream") can be used
to generate an appropriate schema type in the generated WSDL.
The following sample shows how to upload files. It uses StreamingDataHandler.moveTo(File)
convenient method to store the contents of the attachment to a file.
Example 6.10. Sample service for large attachments
import com.sun.xml.ws.developer.StreamingDataHandler;
...
@MTOM
@WebService
public class UploadImpl {
// Use @XmlMimeType to map to DataHandler on the client side
public void fileUpload(String name,
@XmlMimeType("application/octet-stream")
DataHandler data) {
try {
StreamingDataHandler dh = (StreamingDataHandler) data;
File file = File.createTempFile(name, "");
dh.moveTo(file);
dh.close();
} catch (Exception e) {
throw new WebServiceException(e);
}
}

Processing Large Data
80
}
6.3.3. Configuration
You can configure streaming attachments behaviour using @StreamingAttachment on the server
side, and using StreamingAttachmentFeature on the client side. Using this feature, you can con-
figure only certain sized attachments are written to a file.
Example 6.11. Sample Service Configuration
import com.sun.xml.ws.developer.StreamingAttachment;
// Configure such that whole MIME message is parsed eagerly,
// Attachments under 4MB are kept in memory
@MTOM
@StreamingAttachment(parseEagerly=true, memoryThreshold=4000000L)
@WebService
public class UploadImpl {
}
Example 6.12. Sample client configuration
import com.sun.xml.ws.developer.StreamingAttachmentFeature;
MTOMFeature mtom = new MTOMFeature();
// Configure such that whole MIME message is parsed eagerly,
// Attachments under 4MB are kept in memory
StreamingAttachmentFeature stf =
new StreamingAttachmentFeature(null, true, 4000000L);
MyService service = new MyService();
MyProxy proxy = service.getProxyPort(feature, stf);
6.3.4. Large Attachments Summary
• Use MTOM and DataHandler in the programming model.
• Cast the DataHandler to StreamingDataHandler and use its methods.
• Make sure you call StreamingDataHandler.close() and also close the StreamingDataHandler.readOnce()
stream.
• Enable HTTP chunking on the client-side.

81
Chapter 7. Bootstrapping and
Configuration
Table of Contents
7.1. What is a Server-Side Endpoint? ................................................................................... 81
7.2. Creating a Client from WSDL ...................................................................................... 81
7.3. Client From WSDL Examples ....................................................................................... 81
7.1. What is a Server-Side Endpoint?
Web services expose one or more endpoints to which messages can be sent. A web service endpoint is an
entity, processor, or resource that can be referenced and to which web services messages can be addressed.
Endpoint references convey the information needed to address a web service endpoint. Clients need to
know this information before they can access a service.
Typically, web services package endpoint descriptions and use a WSDL file to share these descriptions
with clients. Clients use the web service endpoint description to generate code that can send SOAP mes-
sages to and receive SOAP messages from the web service endpoint.
7.2. Creating a Client from WSDL
To create a web service client that can access and consume a web service provider, you must obtain the
information that defines the interoperability requirements of the web service provider. Providers make this
information available by means of WSDL files. WSDL files may be made available in service registries
or published on the Internet using a URL (or both). You can use a web browser or NetBeans IDE to obtain
WSDL files.
A WSDL file contains descriptions of the following:
•Network services: The description includes the name of the service, the location of the service, and ways
to communicate with the service, that is, what transport to use.
•Web services policies: Policies express the capabilities, requirements, and general characteristics of a
web service. Web service providers use policies to specify policy information in a standardized way.
Policies convey conditions on interactions between two web service endpoints. Typically, the provider
of a web service exposes a policy to convey conditions under which it provides the service. A requester
(a client) might use the policy to decide whether or not to use the service.
Web Services Metadata Exchange (WS-MEX) is the protocol for requesting and transferring the WSDL
from the provider to the client. This protocol is a bootstrap mechanism for communication.
7.3. Client From WSDL Examples
The following sections, found in other chapters of this tutorial, explain how to create a client from a WSDL
file using the example files in the tutorial bundle:
• Creating a Client to Consume a WSIT-Enabled Web Service shows how to create a client from WSDL
using a web container and the NetBeans IDE.

83
Chapter 8. Message Optimization
Table of Contents
8.1. Creating a MTOM Web Service .................................................................................... 83
8.2. Configuring Message Optimization in a Web Service ........................................................ 83
8.3. Deploying and Testing a Web Service with Message Optimization Enabled ........................... 84
8.4. Creating a Client to Consume a Message Optimization-enabled Web Service .......................... 85
8.5. Message Optimization and Secure Conversation ............................................................... 87
8.1. Creating a MTOM Web Service
The starting point for developing a web service to use WSIT is a Java class file annotated with the
javax.jws.WebService annotation.
For detailed instructions for how to use NetBeans IDE to create a web service, see Creating a Web Service.
8.2. Configuring Message Optimization in a
Web Service
To use the IDE to configure a web service for message optimization, perform the following steps.
To Configure Message Optimization in a Web Service
1. In the IDE Projects window, expand the Web Services node, right-click the CalculatorWSSer-
vice node, and choose Edit Web Service Attributes.
The Web Service Attributes editor appears.
2. Select the Optimize Transfer of Binary Data (MTOM) check box, as shown in Enabling MTOM,
and click OK.
This setting configures the web service to optimize messages that it transmits and to decode optimized
messages that it receives.

Message Optimization
84
Figure 8.1. Enabling MTOM
8.3. Deploying and Testing a Web Service with
Message Optimization Enabled
Now that you have configured the web service to use message optimization, you can deploy and test it.
To Deploy and Test a Web Service with Message Optimization Enabled
To deploy and test the web service, perform the following steps.
1. Right-click the project node and select Properties, then select Run.
2. Type /CalculatorWSService?wsdl in the Relative URL field and click OK.
3. Right-click the project node and choose Run.
The IDE starts the web container, builds the application, and displays the WSDL file page in your
browser.
The following WSIT tags related to message optimization display in the WSDL file:
Example 8.1.
<ns1:Policy wsu:Id="CalculatorWSPortBindingPolicy"/>
<ns1:ExactlyOne>
<ns1:All>
<ns2:OptimizedMimeSerialization/>
<ns3:RMAssertion/>
<ns4:UsingAddressing ns1:Optional="true"/>
</ns1:All>
</ns1:ExactlyOne>
</ns1:Policy>

Message Optimization
85
8.4. Creating a Client to Consume a Message
Optimization-enabled Web Service
Now that you have built and tested a web service that uses the WSIT Message Optimization technology,
you can create a client that accesses and consumes that web service. The client will use the web service's
WSDL to create the functionality necessary to satisfy the interoperability requirements of the web service.
To Create a Client to Consume a WSIT-enabled Web Service
To create a client to access and consume the web service, perform the following steps.
1. Choose File # New Project, select Java Web from the Web category and click Next.
2. Name the project, for example, CalculatorWSServletClient, and click Finish.
3. Right-click the CalculatorWSServletClient node and select New # Web Service Client.
The New Web Service Client window displays.
Note
NetBeans submenus are dynamic, so the Web Service Client option may not appear. If you
do not see the Web Service Client option, select New # File\Folder # Webservices # Web
Service Client.
4. Select the WSDL URL option.
5. Cut and paste the URL of the web service that you want the client to consume into the WSDL
URL field.
For example, here is the URL for the CalculatorWS web service:
Example 8.2.
http://localhost:8080/CalculatorApplication/CalculatorWSService?wsdl
When JAX-WS generates the web service, it appends Service to the class name by default.
6. Type org.me.calculator.client in the Package field, and click Finish.
7. Right-click the CalculatorWSServletClient project node and choose New # Servlet.
8. Name the servlet ClientServlet, specify the package name, for example,
org.me.calculator.client and click Finish.
9. To make the servlet the entry point to your application, right-click the CalculatorWSServlet-
Client project node, choose Properties, click Run, type /ClientServlet in the Relative URL
field, and click OK.
10. If ClientServlet.java is not already open in the Source Editor, open it.
11. In the Source Editor, remove the line that comments out the body of the processRequest
method.

Message Optimization
86
This is the start-comment line that starts the section that comments out the code:
Example 8.3.
/* TODO output your page here
12. Delete the end-comment line that ends the section of commented out code:
Example 8.4.
*/
13. Add some empty lines after the following line:
Example 8.5.
out.println("<h1>Servlet ClientServlet at " +
request.getContextPath () + "</h1>");
14. Right-click in one of the empty lines that you added, then choose Web Service Client Resources
# Call Web Service Operation.
The Select Operation to Invoke dialog box appears.
15. Browse to the Add operation and click OK.
The processRequest method is as follows, with bold indicating code added by the IDE:
Example 8.6.
protected void processRequest(HttpServletRequest request,
HttpServletResponse response) throws
ServletException, IOException {
response.setContentType("text/html;charset=UTF-8");
PrintWriter out = response.getWriter();
out.println("<html>");
out.println("<head>");
out.println("<title>Servlet ClientServlet</title>");
out.println("</head>");
out.println("<body>");
out.println("<h1>Servlet ClientServlet at " + request
.getContextPath() + "</h1>");
try { // Call Web Service Operation
org.me.calculator.client.CalculatorWS port = service
.getCalculatorWSPort();
// TODO initialize WS operation arguments here
int i = 0;
int j = 0;
// TODO process result here
int result = port.add(i, j);
out.println("Result = " + result);
} catch (Exception ex) {
// TODO handle custom exceptions here
}
out.println("</body>");
out.println("</html>");
out.close();

Message Optimization
87
}
16. Change the values for int i and int j to other numbers, such as 3 and 4.
17. Add a line that prints out an exception, if an exception is thrown.
The try/catch block is as follows (new and changed lines from this step and the previous step
are highlighted in bold text):
Example 8.7.
try { // Call Web Service Operation
org.me.calculator.client.CalculatorWS port = service
.getCalculatorWSPort();
// TODO initialize WS operation arguments here
int i = 3;
int j = 4;
// TODO process result here
int result = port.add(i, j);
out.println("<p>Result: " + result);
} catch (Exception ex) {
out.println("<p>Exception: " + ex);
}
18. Save ClientServlet.java.
19. Right-click the project node and choose Run.
The server starts (if it was not running already), the application is built, deployed, and run. The brows-
er opens and displays the calculation result.
8.5. Message Optimization and Secure Conver-
sation
The Web Services Secure Conversation technology has message optimization benefits. While providing
better message-level security it also improves the efficiency of multiple-message exchanges. It accom-
plishes this by providing basic mechanisms on top of which secure messaging semantics can be defined
for multiple-message exchanges. This feature allows for contexts to be established so that potentially more
efficient keys or new key material can be exchanged. The result is that the overall performance of subse-
quent message exchanges is improved.
For more information on how to use Secure Conversation, see Using WSIT Security.

88
Chapter 9. SOAP/TCP Web Service
transport
Table of Contents
9.1. What is SOAP/TCP? ................................................................................................... 88
9.2. Creating a SOAP/TCP enabled Web Service .................................................................... 88
9.3. Configuring Web Service to be able to operate over SOAP/TCP transport .............................. 88
9.4. Deploying and Testing a Web Service with SOAP/TCP Transport Enabled ............................ 89
9.5. Creating a Client to Consume a SOAP/TCP-enabled Web Service ........................................ 90
9.6. Configuring Web Service client to operate over SOAP/TCP transport ................................... 90
9.1. What is SOAP/TCP?
SOAP/TCP is TCP transport for Web Services. By default SOAP/TCP uses FastInfoset encoding in stateful
mode, which lets SOAP/TCP to index XML elements optimal way, taking into account specifics of each
concrete Web Service.
9.2. Creating a SOAP/TCP enabled Web Service
For detailed instructions for how to use NetBeans IDE to create a web service, see Creating a Web Service.
9.3. Configuring Web Service to be able to op-
erate over SOAP/TCP transport
To use the IDE to configure a web service transport, perform the following steps.
To Configure SOAP/TCP transport in a Web Service
1. In the IDE Projects window, expand the Web Services node, right-click the CalculatorWSSer-
vice node, and choose Edit Web Service Attributes.
The Web Service Attributes editor appears.
2. Select the Allow TCP Transport check box, as shown in Enabling SOAP/TCP, and click OK.
This setting configures the web service to be able to operate over SOAP/TCP transport additionally
to the default HTTP.

SOAP/TCP Web Service transport
89
Figure 9.1. Enabling SOAP/TCP
9.4. Deploying and Testing a Web Service with
SOAP/TCP Transport Enabled
Now that you have configured the web service to be able to operate over SOAP/TCP, you can deploy
and test it.
To Deploy and Test a Web Service with SOAP/TCP Enabled
To deploy and test the web service, perform the following steps.
1. Right-click the project node and select Properties, then select Run.
2. Type /CalculatorWSService?wsdl in the Relative URL field and click OK.
3. Right-click the project node and choose Run.
The IDE starts the web container, builds the application, and displays the WSDL file page in your
browser.
The following WSIT tags related to SOAP/TCP display in the WSDL file:
Example 9.1.
<wsp:Policy wsu:Id="CalculatorWSPortBindingPolicy">
<wsp:ExactlyOne>
<wsp:All>

SOAP/TCP Web Service transport
90
<ns2:OptimizedTCPTransport enabled="true"/>
</wsp:All>
</wsp:ExactlyOne>
</wsp:Policy>
9.5. Creating a Client to Consume a SOAP/TCP-
enabled Web Service
For detailed instructions for how to use NetBeans IDE to create a web service client, see Creating a Client
to Consume a WSIT-Enabled Web Service.
9.6. Configuring Web Service client to operate
over SOAP/TCP transport
To use the IDE to configure a web service client transport, perform the following steps.
To Configure SOAP/TCP transport in a Web Service client
1. In the IDE Projects window, expand the Web Service References node, right-click the Calcula-
torWSService node, and choose Edit Web Service Attributes.
The Web Service Attributes editor appears.
2. Select the Automatically Select Optimal Transport (HTTP/TCP) check box, as shown in En-
abling SOAP/TCP for a Web Service client, and click OK.
This setting configures the web service client to choose SOAP/TCP transport as prefferable, when
working with a Web Service.
Figure 9.2. Enabling SOAP/TCP for a Web Service client

SOAP/TCP Web Service transport
91
After checking the SOAP/TCP check box, new policy assertions will be added to the Web Service
client policy configuration file. Open CalculatorWSService.xml file, which is situated under
the project's Source Packages/META-INF folder.
The following WSIT tags related to SOAP/TCP display in the Web Service client configuration file:
Example 9.2.
<wsp:Policy wsu:Id="CalculatorWSPortBindingPolicy">
<wsp:ExactlyOne>
<wsp:All>
<tcp:AutomaticallySelectOptimalTransport/>
</wsp:All>
</wsp:ExactlyOne>
</wsp:Policy>

92
Chapter 10. Using Reliable Messaging
Table of Contents
10.1. Introduction to Reliable Messaging .............................................................................. 92
10.2. Configuring Web Service Endpoint .............................................................................. 92
10.3. Configuring Web Service Client .................................................................................. 96
10.4. Configurable features summary ................................................................................... 97
10.5. Creating Web Service Providers and Clients that use Reliable Messaging ........................... 101
10.6. Using Secure Conversation With Reliable Messaging ..................................................... 102
10.7. High Availability Support in Reliable Messaging .......................................................... 102
10.1. Introduction to Reliable Messaging
In the SOAP messaging world, presence of software, system or network failures is a common issue web
service developers need to deal with. This issue is even more obvious in mobile applications which access
the corporate network through mobile-enabled channels with limited connectivity and connection quality,
such as WiFi, UMTS or GPRS.
WS-ReliableMessaging specification, an OASIS standard, addresses this issue by defining a modular
mechanism for reliable transfer of messages. It defines a messaging protocol to identify, track, and manage
the reliable transfer of messages between a source and a destination in an interoperable fashion. The mod-
ularity and the extension points defined in the mechanism allows integration of other quality of service
features, such as message level security.
Metro implementation of reliable messaging is based o WS-ReliableMessaging. As other Quality of Ser-
vice features, Reliable Messaging is configured via WS-Policy expressions stored in the WSDL document
of a web service or in the web service's WSIT configuration file. These XML-based expressions are de-
signed for machine processing rather than for human readability. Metro comes with a tooling support in
the form of a plug-in for NetBeans IDE [http://www.netbeans.org] which provides a convenient way to
configure reliable messaging feature for your web services. It provides a dialog-based wizard that lets
you fine-tune a few reliable messaging configuration properties. In general, the properties you configure
on the web service endpoint apply to the web service client as well. On the other hand, the client-side
configuration options have only local effect and let you tweak the client-specific behavior.
In the following sections we will look at enabling reliable messaging with Metro in more detail. These
sections also contain tables that describe configuration options in more detail for service endpoint (Con-
figuring Web Service Endpoint) as well as service client (Reliable Messaging Configuration Options for
Service Client) side.
10.2. Configuring Web Service Endpoint
When creating a reliable web service, you first start by creating a web service using common steps de-
scribed in section Developing with NetBeans. Once the web service is created, a design view of the web
service should open in the editor window. If the design view is not opened, locate your web service in the
Projects view and double-click the web service to open it in the editor window.
In the design view, there is a Quality of Service section as show on the picture below:

Using Reliable Messaging
93
Figure 10.1. Quality of Service (NetBeans)
In this section you may either simply check the Reliable Message Delivery checkbox and accept the Re-
liable Messaging configuration defaults, which means that your RM configuration for your web service
is done, or you may click the Advanced button to display the Quality of Service dialog as shown on the
picture below.

Using Reliable Messaging
94
Figure 10.2. Quality of Service - Advanced (NetBeans)
Note
You may alternatively access the Quality of Service dialog by right clicking on a web service in
the Projects view and selecting Edit Web Service Attributes from the context pop-up menu.
The Quality of Service dialog contains more configuration options for Reliable Messaging. Some of these
are accessible direclty while the most advance configuration details are hidden behind the Advanced button
in a seprate dialog presented on the next picture.

Using Reliable Messaging
95
Figure 10.3. Advanced Reliable Messaging Attributes (NetBeans)
In order to provide better overview of the RM configuration options, we included the following table that
povides a detailed description of all the reliable messaging configuration options available on the service
endpoint.
Table 10.1. Reliable Messaging Configuration Options for Service Endpoint
Option Description
Reliable Message Delivery Enables or disables reliable messaging feature.
Deliver Messages In Exact Order Specifies whether the Reliable Messaging protocol ensures that the
application messages for a given message sequence are delivered to the
endpoint application in the order indicated by the message numbers.
This option increases the time to process application message se-
quences and may result in the degradation of web service performance.
Therefore, you should not enable this option unless ordered delivery
is required by the web service.
Message Delivery Assurance This option tells our Reliable Messaging implementation what type of
the message delivery assurance is expected. Currently it can be set to
"Exactly Once" and "At Least Once".
•Exactly Once delivery assurance, as the name suggests, guarantees
that each message request from the web service client will be deliv-
ered to the web service endpoint once and only once. By default,
this delivery assurance strategy is applied.
•At Least Once delivery assurance guarantees that each message re-
quest from the web service client will be delivered to the web ser-
vice endpoint, however it is possible that duplicate messages may

Using Reliable Messaging
96
Option Description
be delivered under some circumstances. In general, this type of de-
livery assurance may provide better performance.
Flow Control Enables or disables the flow control feature. When enabled, this fea-
ture works in conjunction with the Max Buffer Size setting to de-
termine the maximum number of messages for sequence that can be
stored at the endpoint awaiting delivery to the application. Messages
may have to be withheld from the application if ordered delivery is
required and some of their predecessors have not arrived. If the num-
ber of stored messages reaches the threshold specified in the Max
Buffer Size setting, incoming messages belonging to the sequence are
ignored.
Maximum Flow Con-
trol Buffer Size If Flow control is enabled, this value specifies the number of request
messages that will be buffered in the RM session. The default setting
is 32. For more information, see the description of the Flow Control
option.
Inactivity Timeout Specifies the time interval beyond which either source or destination
may terminate the RM session due to inactivity. The default setting
is 600,000 milliseconds (10 minutes). A web service endpoint will al-
ways terminate session whose inactivity timeout has expired.
This option may be used to ensure the early removal of stale RM se-
quences and thus reduce the memory footprint of the service endpoint.
Note that setting the value of this option affects also the web service
proxy usage patterns in the client applications.
10.3. Configuring Web Service Client
While most of the Reliable Messaging options are configured on the web service endpoint, there are some
details that may be fine-tuned on the client side as well. To configure the client-side details of Reliable
Messaging you first need to create a web service proxy. Section Creating a Client to Consume a WSIT-
Enabled Web Service describes all the necessary steps.
Once a web service proxy is created, you can find it in the Projects view under Web Service References
item. By right-clicking on the we service proxy and selecting Edit Web Service Attributes from the opened
context pop-up menu you may open a dialog that let's you specify additional RM details.
When dialog opens, it may have multiple tabs. The Reliable messaging configuration options are located
on the Quality of Service tab in Advanced Configuration section. Following table describes all the reliable
messaging configuration options available on the web service client side.
Table 10.2. Reliable Messaging Configuration Options for Service Client
Option Description
RM Resend Interval The time in milliseconds after which the sender (RMSource) attempts
to redeliver unacknowledged messages to the Reliable Messaging
Destination (RM-enabled WS endpoint). By default, resend happen
every 2000ms.
RM Close Timeout By default, the call to proxy.close() will not return until all messages
have been acknowledged. RM close timeout is the interval (in mil-
liseconds) that the client runtime will block waiting for a call to close()
to return. If there are still unacknowledged messages after this interval

Using Reliable Messaging
97
Option Description
is reached, and the call to close has returned, an error will be logged
about messages being lost.
RM Ack Request Interval The suggested minimum time that the sender (RMSource) should al-
low to elapse between sending consecutive Acknowledgement request
messages to the Reliable Messaging Destination (RM-enabled WS
endpoint).
10.4. Configurable features summary
In the previous chapter we focused on configuring Metro reliable messaging using NetBeans IDE [http://
www.netbeans.org]. This section is a summary of all Metro reliable messaging runtime features that can
be configured since Metro v2.0 and higher. The summary lists all the features discussed before as well as
all other features that can be only configured by manually editing the WSIT config file.
Please note that this chapter focuses on features configurable with Metro v2.0 and higher.
Table 10.3. Namespaces used within Metro Reliable Messaging WS-Policy
Assertions
Prefix Namespace
wsp http://www.w3.org/ns/ws-policy
wsrmp10 http://schemas.xmlsoap.org/ws/2005/02/rm/policy
wsrmp http://docs.oasis-open.org/ws-rx/wsrmp/200702
net30rmp http://schemas.microsoft.com/net/2005/02/rm/
policy
net35rmp http://schemas.microsoft.com/ws-rx/
wsrmp/200702
sunrmp http://sun.com/2006/03/rm
sunrmcp http://sun.com/2006/03/rm/client
metro http://java.sun.com/xml/ns/metro/ws-rx/
wsrmp/200702
Table 10.4. Reliable Messaging Configuration Features - Layout
Feature name
Description
WS-RM 1.0 compatible assertion
WS-RM 1.1+ compatible assertion
Table 10.5. Enable Reliable Messaging + version
Enable Reliable Messaging + version
Specifies that WS-ReliableMessaging protocol MUST be used when send-
ing messages. Defines also the version of the WS-RM protocol to be used.
/wsrmp10:RMAssertion
/wsrmp:RMAssertion

Using Reliable Messaging
98
Table 10.6. Sequence Inactivity Timeout
Sequence Inactivity Timeout
Specifies the time interval beyond which either RM Source or RM Destination may terminate the RM
sequence due to inactivity. The default setting is 600,000 milliseconds (10 minutes). A web service
endpoint will always terminate session whose inactivity timeout has expired. Specified in milliseconds.
/wsrmp10:RMAssertion/wsrmp10:InactivityTimeout
/net35rmp:InactivityTimeout
Table 10.7. Acknowledgement interval
Acknowledgement interval
Specifies the duration after which the RM Destination will transmit an ac-
knowledgement. If omitted, there is no implied value. Specified in milliseconds.
/wsrmp10:RMAssertion/wsrmp10:AcknowledgementInterval
/net35rmp:AcknowledgementInterval
Table 10.8. Retransmission Interval
Retransmission Interval
Specifies how long the RM Source will wait after transmitting a message and before re-
transmitting the message. If omitted, there is no implied value. Specified in milliseconds.
/wsrmp10:RMAssertion/wsrmp10:BaseRetransmissionInterval/
sunrmcp:ResendInterval
/metro:RetransmissionConfig/metro:Interval
Table 10.9. Retransmission Interval Adjustment Algorithm
Retransmission Interval Adjustment Algorithm
Specifies that the retransmission interval will be adjust-
ed using a specific (e.g. exponential back-off) algorithm.
/wsrmp10:RMAssertion/wsrmp10:ExponentialBackoff
("Exponential backoff" algorithm only)
/metro:RetransmissionConfig/metro:Algorithm
Table 10.10. Maximum Retransmission Count
Maximum Retransmission Count
A message is considered to be transferred if its deliv-
ery at the recipient has been acknowledged by the recipient.
If an acknowledgment has not been received within a certain amount of time for a message that has
been transmitted, the infrastructure automatically retransmits the message. The infrastructure tries to
send the message for at most a preconfigured number of times. Not receiving an acknowledgment be-
fore this limit is reached is considered a fatal communication failure, and causes the RM session to fail.
N/A
/metro:RetransmissionConfig/metro:MaxRetries

Using Reliable Messaging
99
Table 10.11. Close sequence timeout
Close sequence timeout
By default, the call to proxy.close() will not return until all messages have been acknowledged.
RM close timeout is the interval (in milliseconds) that the client runtime will block waiting
for a call to close() to return. If there are still unacknowledged messages after this interval is
reached, and the call to close has returned, an error will be logged about messages being lost.
/sunrmcp:CloseTimeout
(client side only)
/metro:CloseSequenceTimeout
Table 10.12. Acknowledgement request interval
Acknowledgement request interval
Defines the suggested minimum time that the sender (RM Source) should allow to elapse
between sending consecutive Acknowledgement request messages to the RM Destination.
/sunrmcp:AckRequestInterval
/metro:AckRequestInterval
Table 10.13. Bind RM sequence to security token
Bind RM sequence to security token
Defines the requirement that an RM Sequence MUST be bound to an explicit token that
is referenced from a wsse:SecurityTokenReference in the CreateSequence message.
N/A
/wsrmp:RMAssertion/wsp:Policy/wsrmp:SequenceSTR
Table 10.14. Bind RM sequence to secured transport
Bind RM sequence to secured transport
Defines the requirement that an RM Sequence MUST be bound to the session(s) of the underlying
transport-level protocol used to carry the CreateSequence and CreateSequenceResponse message.
(When present, this assertion MUST be used in conjunction with the sp:TransportBinding assertion.)
N/A
/wsrmp:RMAssertion/wsp:Policy/wsrmp:SequenceTransportSecurity
Table 10.15. Exactly once delivery
Exactly once delivery
Each message is to be delivered exactly once; if a message cannot be delivered then an er-
ror MUST be raised by the RM Source and/or RM Destination. The requirement on an RM
Source is that it SHOULD retry transmission of every message sent by the Application Source
until it receives an acknowledgement from the RM Destination. The requirement on the RM
Destination is that it SHOULD retry the transfer to the Application Destination of any mes-
sage that it accepts from the RM Source until that message has been successfully delivered,
and that it MUST NOT deliver a duplicate of a message that has already been delivered.
default

Using Reliable Messaging
100
/wsrmp:RMAssertion/wsp:Policy/
wsrmp:DeliveryAssurance/wsp:Policy/wsrmp:ExactlyOnce
Table 10.16. At Most once delivery
At Most once delivery
Each message is to be delivered at most once. The RM Source MAY retry trans-
mission of unacknowledged messages, but is NOT REQUIRED to do so. The re-
quirement on the RM Destination is that it MUST filter out duplicate messages, i.e.
that it MUST NOT deliver a duplicate of a message that has already been delivered.
N/A
/wsrmp:RMAssertion/wsp:Policy/
wsrmp:DeliveryAssurance/wsp:Policy/wsrmp:AtMostOnce
Table 10.17. At Least once delivery
At Least once delivery
Each message is to be delivered at least once, or else an error MUST be raised by the RM Source and/
or RM Destination. The requirement on an RM Source is that it SHOULD retry transmission of every
message sent by the Application Source until it receives an acknowledgement from the RM Destina-
tion. The requirement on the RM Destination is that it SHOULD retry the transfer to the Application
Destination of any message that it accepts from the RM Source, until that message has been success-
fully delivered. There is no requirement for the RM Destination to apply duplicate message filtering.
/sunrmcp:AllowDuplicates
/wsrmp:RMAssertion/wsp:Policy/
wsrmp:DeliveryAssurance/wsp:Policy/wsrmp:AtLeastOnce
Table 10.18. InOrder delivery
InOrder delivery
Messages from each individual Sequence are to be delivered in the same order they have been sent
by the Application Source. The requirement on an RM Source is that it MUST ensure that the ordinal
position of each message in the Sequence (as indicated by a message Sequence number) is consistent
with the order in which the messages have been sent from the Application Source. The requirement
on the RM Destination is that it MUST deliver received messages for each Sequence in the order in-
dicated by the message numbering. This DeliveryAssurance can be used in combination with any of
the AtLeastOnce, AtMostOnce or ExactlyOnce assertions, and the requirements of those assertions
MUST also be met. In particular if the AtLeastOnce or ExactlyOnce assertion applies and the RM Des-
tination detects a gap in the Sequence then the RM Destination MUST NOT deliver any subsequent
messages from that Sequence until the missing messages are received or until the Sequence is closed.
/sunrmp:Ordered
/wsrmp:RMAssertion/wsp:Policy/
wsrmp:DeliveryAssurance/wsp:Policy/wsrmp:InOrder
Table 10.19. Flow Control
Flow Control
Enables or disables the flow control feature. When enabled, this feature works in conjunc-
tion with the Max Buffer Size setting to determine the maximum number of messages for se-

Using Reliable Messaging
101
quence that can be stored at the endpoint awaiting delivery to the application. Messages may
have to be withheld from the application if ordered delivery is required and some of their pre-
decessors have not arrived. If the number of stored messages reaches the threshold specified
in the Max Buffer Size setting, incoming messages belonging to the sequence are ignored.
/net30rmp:RmFlowControl
/net30rmp:RmFlowControl
Table 10.20. Maximum Flow Control Buffer Size
Maximum Flow Control Buffer Size
If Flow control is enabled, this value specifies the number of request mes-
sages that will be buffered in the RM session. The default setting is 32.
For more information, see the description of the Flow Control option.
/net30rmp:RmFlowControl/net30rmp:MaxReceiveBufferSize
/net30rmp:RmFlowControl/net30rmp:MaxReceiveBufferSize
Table 10.21. Maximum concurrent RM sessions
Maximum concurrent RM sessions
Specifies how many concurrently active RM sessions (measured based on in-
bound RM sequences) the SequenceManager dedicated to the WS End-
point accepts before starting to refuse new requests for sequence creation.
N/A
/metro:MaxConcurrentSessions
Table 10.22. Reliable Messaging Persistence
Reliable Messaging Persistence
Specifies whether the runtime should use persistent sequence and message storage or not.
N/A
/metro:Persistent
Table 10.23. Sequence manager maintenace task execution period
Sequence manager maintenace task execution period
Specifies the period (in milliseconds) of a sequence maintenance task ex-
ecution. Sequence maintenance task takes care of terminating inactive se-
quences and removing the terminated sequences from the sequence repository.
N/A
/metro:MaintenanceTaskPeriod
10.5. Creating Web Service Providers and
Clients that use Reliable Messaging
Examples and detailed instructions on how to create web service providers and clients that use reliable
messaging are provided in the following chapters:

Using Reliable Messaging
102
• For an example of creating a web service and a client using a web container and NetBeans IDE, see
Developing with NetBeans.
• For an example of creating a web service and a client using only a web container, see WSIT Example
Using a Web Container Without NetBeans IDE.
10.6. Using Secure Conversation With Reliable
Messaging
If Secure Conversation is enabled for the web service endpoint, the web service acquires a Security Context
Token (SCT) for each application message sequence, that is, each message sequence is assigned a different
SCT. The web service then uses that token to sign all messages exchanged for that message sequence
between the source and destination for the life of the sequence. Hence, there are two benefits in using
Secure Conversation with Reliable Messaging:
• The sequence messages are secure while in transit between the source and destination endpoints.
• If there are different users accessing data at the source and destination endpoints, the SCT prevents users
from seeing someone else's data.
Note
Secure Conversation is a WS-Security option, not a reliable messaging option. If Secure Con-
versation is enabled on the web service endpoint, Reliable Messaging uses Security Context
Tokens.
For more information on how to use Secure Conversation, see Using WSIT Security.
10.7. High Availability Support in Reliable Mes-
saging
Starting with the Metro 2.1 release [http://metro.java.net/2.1/] Metro implementation of reliable messaging
supports deployment in clustered environment configurations of the GlassFish [http://glassfish.java.net]
Application Server 3.1 and higher. The only untested and thus currently officially unsupported reliable
messaging feature in an HA environment is in-order message delivery. For more details see RM section
of the WSIT 2.1 Release Notes [http://wsit.java.net/status-notes/status-notes-2-1-FCS.html#rm].
For a general overview of Metro High Availability support, please consult High Availability Support in
Metro section.

103
Chapter 11. WS-MakeConnection
support
Table of Contents
11.1. Introduction to WS-MakeConnection .......................................................................... 103
11.2. Configuring Web Service Endpoint ............................................................................. 103
11.2.1. Configuration via an WS-Policy expression ....................................................... 103
11.2.2. Configuration via a Java annotation .................................................................. 104
11.3. Configuring Web Service Client ................................................................................. 105
11.1. Introduction to WS-MakeConnection
The WS-MakeConnection [http://docs.oasis-open.org/ws-rx/wsmc/v1.1/wsmc.html] specification defines
a protocol that allows messages to be transferred between WS-MakeConnection-aware nodes by using a
transport-specific back-channel. The protocol itself is described in a transport-independent manner. This
allows it to be implemented using different network technologies. To support interoperable Web services,
a SOAP binding is defined within WS-MakeConnection specification.
The WS-MakeConnection mechanism for the transfer of messages between two endpoints is useful in
situations when the sending endpoint is unable to initiate a new connection to the receiving endpoint. Such
situation may typically occur when a connection from a non-adressable client is broken before a response
to client's request has been delivered. Rather than discarding the old response, replaying the whole re-
quest/response message exchange and generating a new response, which may be computationally or oth-
erwise resource intensive, WS-MakeConnection provides a way how to uniquely identify non-addressable
endpoints, and a mechanism by which undelivered messages destined for those endpoints can be delivered.
As all of the WS-* technologies, WS-MakeConnection mechanism is extensible allowing additional func-
tionality, such as security, to be tightly integrated. WS-MakeConnection specification integrates with and
complements the WS-ReliableMessaging, WS-Security, WS-Policy, and other Web services specifica-
tions.
11.2. Configuring Web Service Endpoint
11.2.1. Configuration via an WS-Policy expression
As all other WS-* features, WS-MakeConnection can be enabled using a WS-Policy assertion. Unfortu-
nately, unlike many other WS-* features, NetBeans IDE [http://netbeans.org/] in it's current version 6.8
don't provide a nice GUI-based support for enabling/disabling WS-MakeConnection feature on an end-
point. This means that in order to enable WS-MakeConnection, you need to manually put the assertion
into your endpoint's WSIT config file. Here are the steps:
1. Open the existing WSIT config file for the endpoint.
• If no config file has been created for the endpoint yet, you can create an empty one with a little help
from NetBeans IDE by selecting and unselecting any feature in the QoS dialog or the "Design" tab
of the web service endpoint.

WS-MakeConnection support
104
2. Add the WS-MakeConnection assertion namespace definition into the root XML element of the WSIT
config file:
Example 11.1.
xmlns:wsmc="http://docs.oasis-open.org/ws-rx/wsmc/200702"
3. Create new WS-Policy expression in the config file:
Example 11.2.
<wsp:Policy wsu:Id="McTestEchoPortBindingPolicy">
<wsp:ExactlyOne>
<wsp:All>
<wsam:Addressing wsp:Optional="false"/>
<wsmc:MCSupported />
</wsp:All>
</wsp:ExactlyOne>
</wsp:Policy>
4. Attach newly created WS-Policy expression to the endpoint binding using WS-Policy reference:
Example 11.3.
<binding name="McTestEchoPortBinding" type="tns:McTestEcho">
<wsp:PolicyReference URI="#McTestEchoPortBindingPolicy"/>
...
</binding>
5. Build and run the service. Service will now have WS-MakeConnection support enabled.
11.2.2. Configuration via a Java annotation
In addition to using WS-Policy expression as discussed in Configuration via an WS-Policy expression,
you may as well configure WS-MakeConnection support using a @MakeConnectionSupported Java
annotation provided by Metro. Please note, that this annotation is meant to annotate whole classes only.
The resulting Java code for a sample web service would look like this:
Example 11.4. Example of WS-MakeConnection enabled service class using
@MakeConnectionSupported Java annotation
package com.sun.metro.mc.service;
import com.sun.xml.ws.rx.mc.MakeConnectionSupported;
import javax.jws.WebMethod;
import javax.jws.WebParam;
import javax.jws.WebService;
@WebService()
@MakeConnectionSupported
public class McTestEcho {
/**
* Web service operation
*/

WS-MakeConnection support
105
@WebMethod(operationName = "echo")
public String echo(@WebParam(name = "message")
final String message) {
return "Received: " + message;
}
}
11.3. Configuring Web Service Client
Once the WS endpoint is properly configured in Metro to support WS-MakeConnection protocol messages,
it advertises this ability in it's WSDL descriptor. In case you are developing a client for such an endpoint
(which advertises WS-MakeConnection support in its WSDL), all the necessary configuration happens
autmatically and you don't need to take any additional steps to enable WS-MakeConnection support on
the client side.
There are however other web service frameworks that sometimes fail to advertise their advanced capabil-
ities. In case of such an endpoint, which doesn't have the <wsmc:MCSupported /> assertion specified
in its WSDL descriptor but you know that it DOES support WS-MakeConnection, you can use the JAX-
WS's WS Feature mechanism to explicitly enable WS-MakeConnection support on your client proxy by
passing a com.sun.xml.ws.rx.mc.MakeConnectionSupportedFeature instance as a pa-
rameter into a port getter method:
Example 11.5.
McTestEcho port = null;
try {
McTestEchoService service = new McTestEchoService();
port = service.getMcTestEchoPort(
new com.sun.xml.ws.rx.mc.MakeConnectionSupportedFeature());
String message = "Test";
String result = port.echo(message);
System.out.println("Result = "+result);
} catch (Exception ex) {
ex.printStackTrace();
} finally {
if (port != null) {
try {
((java.io.Closeable) port).close();
} catch (java.io.IOException ex) {
ex.printStackTrace();
}
}
}
Please note once again that passing the
com.sun.xml.ws.rx.mc.MakeConnectionSupportedFeature explicitly is required ON-
LY if the endpoint fails to advertise its support for WS-MakeConnection feature via the
<wsmc:MCSupported /> WS-Policy assertion.

106
Chapter 12. Using WSIT Security
Table of Contents
12.1. Configuring Security Using NetBeans IDE ................................................................... 106
12.2. Summary of Configuration Requirements ..................................................................... 111
12.2.1. Summary of Service-Side Configuration Requirements ......................................... 111
12.2.2. Summary of Client-Side Configuration Requirements .......................................... 112
12.3. Security Mechanisms ............................................................................................... 118
12.3.1. Username Authentication with Symmetric Key ................................................... 118
12.3.2. Username Authentication with Password Derived Keys ........................................ 118
12.3.3. Mutual Certificates Security ............................................................................ 119
12.3.4. Symmetric Binding with Kerberos Tokens ......................................................... 119
12.3.5. Transport Security (SSL) ................................................................................ 119
12.3.6. Message Authentication over SSL .................................................................... 120
12.3.7. SAML Authorization over SSL ....................................................................... 121
12.3.8. Endorsing Certificate ..................................................................................... 121
12.3.9. SAML Sender Vouches with Certificates ........................................................... 121
12.3.10. SAML Holder of Key .................................................................................. 121
12.3.11. STS Issued Token ....................................................................................... 122
12.3.12. STS Issued Token with Service Certificate ....................................................... 122
12.3.13. STS Issued Endorsing Token ......................................................................... 123
12.4. Configuring SSL and Authorized Users ....................................................................... 123
12.4.1. Configuring SSL For Your Applications ............................................................ 124
12.4.2. Adding Users to GlassFish ............................................................................. 127
12.5. Configuring Keystores and Truststores ........................................................................ 128
12.5.1. Specifying Aliases with the Updated Stores ....................................................... 130
12.5.2. Configuring the Keystore and Truststore ........................................................... 131
12.5.3. Configuring Validators ................................................................................... 136
12.6. Configuring Kerberos for Glassfish and Tomcat ............................................................ 137
12.6.1. For Glassfish ................................................................................................ 137
12.6.2. For Tomcat .................................................................................................. 138
12.7. Securing Operations and Messages ............................................................................. 138
12.7.1. Supporting Token Options .............................................................................. 142
12.8. Configuring A Secure Token Service (STS) ................................................................. 143
12.9. Example Applications .............................................................................................. 150
12.9.1. Example: Username Authentication with Symmetric Key (UA) .............................. 150
12.9.2. Example: Username with Digest Passwords ....................................................... 152
12.9.3. Example: Mutual Certificates Security (MCS) .................................................... 153
12.9.4. Example: Transport Security (SSL) .................................................................. 154
12.9.5. Example: SAML Authorization over SSL (SA) ................................................... 156
12.9.6. Example: SAML Sender Vouches with Certificates (SV) ...................................... 160
12.9.7. Example: STS Issued Token (STS) .................................................................. 163
12.9.8. Example: Broker Trust STS (BT) ..................................................................... 167
12.9.9. Example: STS Issued Token With SecureConversation (STS+SC) .......................... 175
12.9.10. Example: Kerberos Token (Kerb) ................................................................... 176
12.1. Configuring Security Using NetBeans IDE
This section describes the following tasks:

Using WSIT Security
107
• To Secure the Service
• To Secure the Client
To Secure the Service
To use the IDE to configure security for a web service and/or a web service operation, perform the fol-
lowing steps.
1. Create or open your web service.
If you need an example of how to create a web service, refer to Developing with NetBeans.
Note
When creating an application using the wizards in NetBeans IDE and running on GlassFish,
the Java EE Version defaults to Java EE 5. This results in an application compliant with
JSR-109, Implementing Enterprise Web Services, which can be read at http://jcp.org/en/
jsr/detail?id=109. If you select a value other than the default, for example, J2EE 1.4, the
application that is created is not JSR-109 compliant, which means that the application is not
JAX-WS, but is JAX-RPC.
2. In the Projects window, expand the Web Services node.
3. Right-click the node for the web service you want to secure.
4. Select Edit Web Service Attributes.
When the Web Service Attributes Editor is opened, the Quality of Service options appear (see Web
Service Attributes Editor Page).

Using WSIT Security
108
Figure 12.1. Web Service Attributes Editor Page
5. Select Secure Service.
This option enables WSIT security for all of the operations of a web service.
For information on how to secure selected operations, refer to Securing Operations and Messages.
6. Choose a Security Mechanism from the list.
Most of the mechanisms are fully functional without further configuration, however, if you'd like to
customize the mechanism, click Configure to specify the configuration for that mechanism.
Options in the Configure dialog are discussed in Security Mechanism Configuration Options.
7. Select Use Development Defaults.
Select this option to import certificates into the GlassFish keystore and truststore so that they can
be used immediately for development. The WSIT message security mechanisms require the use of
v3 certificates. The default GlassFish keystore and truststore do not contain v3 certificates at this

Using WSIT Security
109
time. In order to use message security mechanisms with GlassFish, it is necessary to obtain keystore
and truststore files that contain v3 certificates and import the appropriate certificates into the default
GlassFish stores.
In addition to importing certificates, when this option is selected a default user is created in the file
realm with username wsitUser.
In a production environment, you should provide your own certificates and user settings, however,
in a development environment you may find these defaults useful.
8. Specify Keystore, Truststore, STS, SSL, and/or user information as required for the selected
security mechanism.
Refer to the entry for the selected security mechanism in Summary of Service-Side Configuration
Requirements . This table summarizes the information that needs to be set up for each of the security
mechanisms.
9. Click OK to save your changes.
10. Run the web application by right-clicking the project node and selecting Run.
11. Verify the URL of the WSDL file before proceeding with the creation of the web service client.
The client will be created from this WSDL file, and will get the service's security policies through
the web service reference URL when the client is built or refreshed.
To Secure the Client
All of the steps in To Secure the Service need to be completed before you create your web service client.
The service's security policies are defined in its WSDL. You specify this WSDL file when you create the
client application so that the client is configured to work with the service's security mechanism through
the web service reference URL when the client is built or refreshed.
To use the IDE to configure security for a web service client, perform the following steps.
1. Create a client for your web service.
If you need an example of how to do this, see Creating a Client to Consume a WSIT-Enabled Web
Service .
If you are creating a client for a mechanism that will use SSL, specify the secure port for run-
ning the client when completing the New Web Service Client step. To do this, type https://
fully_qualified_hostname :8181/ rest_of_url in the WSDL URL field of the New Web Service
Client wizard. For the example, this is the way to specify the secure URL for CalculatorWSSer-
vice web service:
https://fully_qualified_hostname:8181/CalculatorApplication/
CalculatorWSService?wsdl
Note
If you prefer to use localhost in place of the fully-qualified hostname when specifying
the URL for the service WSDL, you must follow the workaround described in Transport
Security (SSL) Workaround.
2. In the Projects window, expand the client node.

Using WSIT Security
110
3. Expand the Web Service References node.
4. Right-click the node for the web service reference you want to secure.
5. Select Edit Web Service Attributes.
When the Web Service References Attributes Editor is opened, select the Quality of Service tab to
display the security options (see Web Service References Attributes Editor Page for Web Service
Clients ).
Figure 12.2. Web Service References Attributes Editor Page for Web Service
Clients
6. Select Use Development Defaults.
Refer to Summary of Client-Side Configuration Requirements for a summary of what options are
required on the client side. The configuration requirements for the client are dependent upon which
security mechanism is specified on the server side.
7. Click OK to save your changes.

Using WSIT Security
111
The security configuration information is saved in two files under Source Packages/META-INF. For
more information on the format and runtime usage of these files, see Client-Side WSIT Configuration
Files .
12.2. Summary of Configuration Requirements
The following sections summarize the options that need to be configured for each of the security mecha-
nisms on both the service and client side. The configuration requirements for the client are dependent upon
which security mechanism is specified on the server side.
This section covers the following topics:
• Summary of Service-Side Configuration Requirements
• Summary of Client-Side Configuration Requirements
12.2.1. Summary of Service-Side Configuration Require-
ments
Summary of Service-Side Configuration Requirements summarizes the options that need to be configured
for each security mechanism. Each of the columns is briefly discussed after the table.
Table 12.1. Summary of Service-Side Configuration Requirements
Mechanism Key-
store Trust-
store STS SSL User in
GlassFish Ker-
beros
Username Authentication with Sym-
metric Key X X
Username Authentication with Pass-
word Derived Keys X
Mutual Certificates X X (no
alias)
Symmetric Binding with Kerberos
Tokens X
Transport Security X X
Message Authentication over SSL -
Username Token X X
Message Authentication over SSL -
X.509 Token X (no
alias) X
SAML Authorization over SSL X
Endorsing Certificate X X
SAML Sender Vouches with Certifi-
cate X X (no
alias)
SAML Holder of Key X X (no
alias)
STS Issued Token X X X
STS Issued Token with Service Cert. X X X

Using WSIT Security
112
Mechanism Key-
store Trust-
store STS SSL User in
GlassFish Ker-
beros
STS Issued Endorsing Token X X X
•Keystore: If this column has an X, select Use Development Defaults, or click the Keystore button and
configure the keystore to specify the alias identifying the service certificate and private key. For the
GlassFish keystores, the file is keystore.jks and the alias is xws-security-server, assuming
that you've updated the GlassFish default certificate stores.
•Truststore : If this column has an X, select Use Development Defaults, or click the Truststore button and
configure the truststore to specify the alias that contains the certificate and trusted roots of the client.
For the GlassFish keystores, the file is cacerts.jks and the alias is xws-security-client ,
assuming that you've updated the GlassFish default certificate stores.
•STS : If this column has an X, you must have a Security Token Service that can be referenced by the
service. An example of an STS can be found in the section To Create and Secure the STS (STS) .
The STS is secured using a separate (non-STS) security mechanism. The security configuration for the
client-side of this application is dependent upon the security mechanism selected for the STS, and not
on the security mechanism selected for the application.
•SSL : To use a mechanism that uses secure transport (SSL), you must configure the system to point to
the client and server keystore and truststore files. Steps for doing this are described in Configuring SSL
For Your Applications .
•User in Glassfish : To use a mechanism that requires a user database for authentication, you can add
a user to the file realm of GlassFish. Select Use Development Defaults, or follow the instructions for
doing this at Adding Users to GlassFish .
•Kerberos : This option is only valid for 'Symmetri Binding with Kerberos Tokens' Profile. Click the
Kerbeos button to specify the login module to be used for this service. Login Modules can be specified
in $GLASSFISH_HOME/domains/domain1/config/login.conf for Glassfish. An example showing use
of Kerberos Tokens can be found at Example: Kerberos Token (Kerb).
12.2.2. Summary of Client-Side Configuration Require-
ments
Summary of Client-Side Configuration Requirements summarizes the options that need to be configured
for each of the security mechanisms on the client-side. Each of the columns is briefly discussed after the
table.
Table 12.2. Summary of Client-Side Configuration Requirements
Mechanism Key-
store Trust-
store Default User SAML
Callback
Handler
STS SSL User in
GlassFish Ker-
beros
Username Authentication
with Symmetric Key X X X
Username Authentication
with Password Derived
Keys
X X
Mutual Certificates X X

Using WSIT Security
113
Mechanism Key-
store Trust-
store Default User SAML
Callback
Handler
STS SSL User in
GlassFish Ker-
beros
Symmetric Binding with
Kerberos Tokens X
Transport Security X X
Message Authentication
over SSL - Username To-
ken
X X X
Message Authentication
over SSL - X.509 Token X X
SAML Authorization over
SSL X X X X
Endorsing Certificate X X
SAML Sender Vouches
with Certificate X X X
SAML Holder of Key X X X
STS Issued Token X X X
STS Issued Token with
Service Certificate X X X
STS Issued Endorsing To-
ken X X X
•Keystore: If this column has an X, select Use Development Defaults, or click Keystore to configure
the keystore to point to the alias for the client certificate. For the GlassFish keystores, the keystore
file is keystore.jks and the alias is xws-security-client, assuming that you've updated the
GlassFish default certificate stores.
•Truststore: If this column has an X, select Use Development Defaults, or click Truststore to configure
the truststore that contains the certificate and trusted roots of the server. For the GlassFish keystores,
the file is cacerts.jks and the alias is xws-security-server , assuming that you've updated
the GlassFish default certificate stores as described in To Manually Update GlassFish Certificates.
When using an STS mechanism, the client specifies the truststore and certificate alias for the STS, not
the service. For the GlassFish stores, the file is cacerts.jks and the alias is wssip.
•Default User: When this column has an X, you must configure either a default username and password, a
UsernameCallbackHandler, or leave these options blank and specify a user at runtime. More information
on these options can be found at Configuring Username Authentication on the Client.
•SAML Callback Handler : When this column has an X, you must specify a SAML Callback Handler.
Examples of SAML Callback Handlers are described in Example SAML Callback Handlers.
•STS : If this column has an X, you must have a Security Token Service that can be referenced by the
service. An example of an STS can be found in the sectionTo Create and Secure the STS (STS). The STS
is secured using a separate (non-STS) security mechanism. The security configuration for the client-
side of this application is dependent upon the security mechanism selected for the STS, and not on the
security mechanism selected for the application. Note that on the service side, it is optionally to set
Issuer for the STS to be used. You only need to configure the STS information on the client side if Issuer
if not available in the service wsdl. If both configured, the service side Issuer takes high priority.

Using WSIT Security
114
•SSL : To use a mechanism that uses secure transport (SSL), you must configure the system to point to
the client and server keystore and truststore files. Steps for doing this are described in Configuring SSL
For Your Applications.
•User in Glassfish: To use a mechanism that requires a user database for authentication, select Use De-
velopment Defaults, or add a user to the file realm of GlassFish. Instructions for doing this can be
found at Adding Users to GlassFish.
•Kerberos: This option is only valid for 'Symmetric Binding with Kerberos Tokens' profile. Click Ker-
beros button to configure the Login Module and Service Principal to be used by client, and if creden-
tial delegation should be set. An example showing use of Kerberos Tokens can be found at Example:
Kerberos Token (Kerb).
12.2.2.1. Configuring Username Authentication on the Client
On the client side, a user name and password must be configured for some of the security mechanisms.
For this purpose, you can use the default Username and Password Callback Handlers (when deploying to
GlassFish), specify a SAML Callback Handler, specify a default user name and password for development
purposes, create and specify your own Callback Handlers if the container you are using does not provide
defaults, or specify the username and password dynamically at runtime. When using any of these options,
you must create an authorized user on GlassFish using the Admin Console, as described in Adding Users
to GlassFish.
To Configure Username Authentication on the Client
Once you've created an authorized user and determined how your application needs to specify the user,
configure the Username Authentication options as follows.
1. In the Projects window, expand the node for the web service client.
2. Expand the Web Service References node.
3. Right-click the node for the web service reference for which you want to configure security
options.
4. Select Edit Web Service Attributes.
5. Select the Quality of Service tab to display the WSIT Security options.
6. Expand the Security section to specify the user name and password information as required by
the service. The dialog appears as shown in Quality of Service - Client - Security.

Using WSIT Security
115
Figure 12.3. Quality of Service - Client - Security
7. The following options are available.
Note
Currently the GlassFish CallbackHandler cannot handle the following: SAML Call-
backs and Require ThumbPrint Reference assertions under an X.509 Token. This may be
addressed in a future milestone.
•Use Development Defaults:
Select this option to import certificates into the GlassFish keystore and truststore so that they can
be used immediately for development. The WSIT message security mechanisms require the use
of v3 certificates. The default GlassFish keystore and truststore do not contain v3 certificates at
this time. In order to use message security mechanisms with GlassFish, it is necessary to obtain
keystore and truststore files that contain v3 certificates and import the appropriate certificates
into the default GlassFish stores.

Using WSIT Security
116
In addition to importing certificates, when this option is selected a default user is created in the
file realm with username wsitUser.
In a production environment, you should provide your own certificates and user settings, how-
ever, in a development environment you may find these defaults useful.
•Authentication Credentials: Select Static or Dynamic. Select Static to supply a static username
and password, or select Dynamic and specify the Username and Password CallbackHandlers.
Select Static if you want to fill in the exact user credentials that the client is providing, and which
cannot be changed after deployment. Static is useful to developing and testing applications prior
to deployment. Select Dynamic to use CallbackHandlers to provide a dynamic way to provide
credentials. Dynamic is useful if the credentials need to be obtained from some third party, for
example, or if the developer doesn't want to store the user name and password in a configuration
file because it might introduce a security risk.
•Default Username, Default Password : These options are available when Static is selected as
the Authentication Credential. Type the name of an authorized user and the password for this
user. This option is best used only in the development environment. When the Default User-
name and Default Password are specified, the username and password are stored in the wsit-
client.xml file in clear text, which presents a security risk. Do not use this option for pro-
duction.
•Default Username Callback Handler, Default Password Callback Handler : These options are
available when the Authentication Credential is Dynamic. If you create JSR-109-compliant web
services and web service clients that run under an Application Server container (JSR-109 de-
ployment), the container handles the callbacks and you do not need to configure Callback Han-
dlers of your own. If you are using another container, select the Browse button to select the class
implementing the javax.security.auth.callback.CallbackHandler interface.
•SAML Callback Handler : To use a SAML Callback Handler, you need to create one, as there
is no default. References to example SAML Callback Handlers are provided in Example SAML
Callback Handlers. An example that uses a SAML Callback Handler can be found in Example:
SAML Authorization over SSL (SA).
•Timestamp Timeout: This property specifies the duration(in seconds) for which timestamp
should be considered valid. The default is 5 mins(300 seconds).
12.2.2.2. Example SAML Callback Handlers
Creating a SAML Callback Handler is beyond the scope of this document. However, the following web
pages may be helpful for this purpose:
• A client-side configuration, which includes a SAML Callback Handler, can be viewed at the following
URL:
http://java.net/projects/wsit/sources/svn/content/trunk/wsit/tests/e2e/testcases/xwss/s11/
resources/wsit-client.xml
• An example of a SAML Callback Handler can be viewed and/or downloaded from the following URL:
http://xwss.java.net/servlets/
ProjectDocumentList?folderID=6645&expandFolder=6645&folderID=6645
• An example application in this tutorial that uses a SAML Callback Handler can be found in Example:
SAML Authorization over SSL (SA) .

Using WSIT Security
117
When writing SAML Callback Handlers for different security mechanisms, set the subject confirmation
method to SV (Sender Vouches) or HOK (Holder of Key) and the appropriate SAML Assertion version
depending on the SAML version and SAML Token Profile selected when setting the security mechanism
for the service. When the subject confirmation method is HOK, a keystore and truststore file must be con-
figured in the SAMLCallbackHandler. When the method is SV, you can either comment out the keystore
and truststore information, or leave it, as it will not be used.
For example, the following code snippet for one of the SAMLCallbackHandlers listed above demonstrates
how to set the subject confirmation method and sets the SAMLAssertion version to 1.0, profile 1.0.
Example 12.1.
if (callbacks[i] instanceof SAMLCallback) {
try {
SAMLCallback samlCallback = (SAMLCallback) callbacks[i];
/*
Set confirmation Method to SV [SenderVouches] or
HOK[Holder of Key]
*/
samlCallback.setConfirmationMethod(samlCallback
.SV_ASSERTION_TYPE);
if (samlCallback.getConfirmationMethod().equals
(samlCallback.SV_ASSERTION_TYPE)) {
samlCallback.setAssertionElement
(createSVSAMLAssertion());
svAssertion_saml10 = samlCallback.getAssertionElement();
/*
samlCallback.setAssertionElement
(createSVSAMLAssertion20());
svAssertion_saml20 =
samlCallback.getAssertionElement();
*/
} else if (samlCallback.getConfirmationMethod().equals
(samlCallback.HOK_ASSERTION_TYPE)) {
samlCallback.setAssertionElement
(createHOKSAMLAssertion());
hokAssertion_saml10 = samlCallback
.getAssertionElement();
/*
samlCallback.setAssertionElement
(createHOKSAMLAssertion20());
hokAssertion_saml20 =
samlCallback.getAssertionElement();
*/
}
} catch (Exception e) {
e.printStackTrace();
}
} else {
throw unsupportedCallback;
}

Using WSIT Security
118
12.3. Security Mechanisms
This section describes security mechanisms you can implement with WSIT. This section provides an
overview of the following mechanisms:
• Username Authentication with Symmetric Key
• Username Authentication with Password Derived Keys
• Mutual Certificates Security
• Symmetric Binding with Kerberos Tokens
• Transport Security (SSL)
• Message Authentication over SSL
• SAML Authorization over SSL
• Endorsing Certificate
• SAML Sender Vouches with Certificates
• SAML Holder of Key
• STS Issued Token
• STS Issued Token with Service Certificate
• STS Issued Endorsing Token
A table that summarizes the configuration options on the server side is available in Summary of Ser-
vice-Side Configuration Requirements.
Some common communication issues that need to be addressed using security mechanisms are discussed
in Using Security Mechanisms.
12.3.1. Username Authentication with Symmetric Key
The Username Authentication with Symmetric Key mechanism protects your application for integrity and
confidentiality. Symmetric key cryptography relies on a single, shared secret key that is used to both sign
and encrypt a message. Symmetric keys are usually faster than public key cryptography.
For this mechanism, the client does not possess any certificate/key of his own, but instead sends its user-
name/password for authentication. The client shares a secret key with the server. The shared, symmetric
key is generated at runtime and encrypted using the service's certificate. The client must specify the alias
in the truststore by identifying the server's certificate alias.
See Also: Example: Username Authentication with Symmetric Key (UA).
12.3.2. Username Authentication with Password Derived
Keys
This feature is same as "Username Authentication with Symmetric Key", except that the protection token
is Username Token.This feature relies on a single, shared secret key that is derived using password, salt(a
16 byte random array),iterations(an int value).This key will be used for signing and encrypting a message.

Using WSIT Security
119
For this mechanism, the client does not need to have any certificate/key of his own.A 160 bit secret
key will be generated using password,salt and iterations. This secret key will be used for signature/en-
cryption. In the request the username,salt and iterations will be send to the server.The server gener-
ates the same key using the password(which it already has),salt and iterations. Using this key the serv-
er is able to decrypt the message and verify the signature.The default value for iterations is 1000.Cur-
rent Netbeans versions doesn't show this feature in the security features list.So for a detailed explana-
tion about this feature and to know how to configure this , please visit the blog: http://blogs.sun.com/
SureshMandalapu/entry/passwordderivedkeys_support_in_metro [http://blogs.sun.com/SureshMandala-
pu/entry/passwordderivedkeys_support_in_metro]
12.3.3. Mutual Certificates Security
The Mutual Certificates Security mechanism adds security through authentication and message protection
that ensures integrity and confidentiality. When using mutual certificates, a keystore and truststore file
must be configured for both the client and server sides of the application.
See Also: Example: Mutual Certificates Security (MCS).
12.3.4. Symmetric Binding with Kerberos Tokens
Symmetric Binding with Kerberos Tokens does client authentication using Kerberos Tokens and integrity
and confidentiality protection using symmetric keys generated with Kerberos V5 Protocol. This profile
assumes that Kerberos authentication is supported by the underlying platform and a KDC is configured.
When using Kerberos Tokens Profile, a Login Module must be configured for the service, and a Login
Module and Service Principal must be specified for the client.
See Also: Example: Kerberos Token (Kerb).
12.3.5. Transport Security (SSL)
The Transport Security mechanism protects your application during transport using SSL for authentication
and confidentiality. Transport-layer security is provided by the transport mechanisms used to transmit
information over the wire between clients and providers, thus transport-layer security relies on secure
HTTP transport (HTTPS) using Secure Sockets Layer (SSL). Transport security is a point-to-point security
mechanism that can be used for authentication, message integrity, and confidentiality. When running over
an SSL-protected session, the server and client can authenticate one another and negotiate an encryption
algorithm and cryptographic keys before the application protocol transmits or receives its first byte of data.
Security is "live" from the time it leaves the consumer until it arrives at the provider, or vice versa. The
problem is that it is not protected once it gets to its destination. For protection of data after it reaches its
destination, use one of the security mechanisms that uses SSL and also secures data at the message level.
Digital certificates are necessary when running secure HTTP transport (HTTPS) using Secure Sockets
Layer (SSL). The HTTPS service of most web servers will not run unless a digital certificate has been
installed. Digital certificates have already been created for GlassFish, and the default certificates are suf-
ficient for running this mechanism, and are required when using Atomic Transactions (see Using Atomic
Transactions ). However, the message security mechanisms require a newer version of certificates than is
available with GlassFish. You can download valid keystore and truststore files for the client and server as
described in To Manually Update GlassFish Certificates.
To use this mechanism, follow the steps in Configuring SSL For Your Applications.
See Also: Example: Transport Security (SSL).

Using WSIT Security
120
12.3.5.1. Transport Security (SSL) Workaround
This note applies to cases where https is the transport protocol used between a WSIT client and a secure
web service using transport binding, and you are referencing localhost when creating the client.
Note
If you use the fully-qualified hostname (FQHN) in the URL for the service WSDL when you are
adding the web service client to the client application, this workaround is not required. It is only
required when you specify localhost in the URL for the service WSDL.
During development (not production) it is sometimes convenient to use certificates whose CN (Common
Name) does not match the host name in the URL.
A developer would want to use a CN which is different from the host name in the URL in WSIT when
using https addresses in Dispatch clients and during wsimport . The below mentioned workaround is
only for the Dispatch clients, which are also used in WS-Trust to communicate with STS. This has to be
done even if the client's main service is not on https, but only the STS is on https.
Java by default verifies that the certificate CN (Common Name) is the same as host name in the URL. If
the CN in the certificate is not the same as the host name, your web service client fails with the following
exception:
Example 12.2.
javax.xml.ws.WebServiceException: java.io.IOException:
HTTPS hostname wrong: should be <hostname as in the certificate>
The recommended way to overcome this issue is to generate the server certificate with the Common Name
(CN) matching the host name.
To work around this only during development, in your client code, you can set the default host name verifier
to a custom host name verifier which does a custom check. An example is given below. It is sometimes
necessary to include this in the static block of your main Java class as shown below to set this verifier
before any connections are made to the server.
Example 12.3.
static {
//WORKAROUND. TO BE REMOVED.
javax.net.ssl.HttpsURLConnection.setDefaultHostnameVerifier(
new javax.net.ssl.HostnameVerifier(){
public boolean verify(String hostname,
javax.net.ssl.SSLSession sslSession) {
if (hostname.equals("mytargethostname")) {
return true;
}
return false;
}
});
}
Please remember to remove this code once you install valid certificates on the server.
12.3.6. Message Authentication over SSL
The Message Authentication over SSL mechanism attaches a cryptographically secured identity or au-
thentication token with the message and use SSL for confidentiality protection.

Using WSIT Security
121
By default, a Username Supporting Token will be used for message authentication. To use an X.509 Sup-
porting Token instead, click the Configure button and select X509. Under this scenario, you will need to
configure your system for using SSL as described in Configuring SSL For Your Applications.
12.3.7. SAML Authorization over SSL
The SAML Authorization over SSL mechanism attaches an authorization token with the message and
uses SSL for confidentiality protection. In this mechanism, the SAML token is expected to carry some
authorization information about an end user. The sender of the token is actually vouching for the credentials
in the SAML token.
To use this mechanism, configure SSL on the server, as described in Configuring SSL For Your Applica-
tions, and, on the clients side, configure a SAMLCallbackHandler as described in Example SAML Call-
back Handlers.
See Also: Example: SAML Authorization over SSL (SA).
12.3.8. Endorsing Certificate
This mechanism uses secure messages using symmetric key for integrity and confidentiality protection,
and uses an endorsing client certificate to augment the claims provided by the token associated with the
message signature. For this mechanism, the client knows the service's certificate, and requests need to be
endorsed/authorized by a special identity. For example, all requests to a vendor must be endorsed by a
purchase manager, so the certificate of the purchase manager should be used to endorse (or counter sign)
the original request.
12.3.9. SAML Sender Vouches with Certificates
This mechanism protects messages with mutual certificates for integrity and confidentiality and with a
Sender Vouches SAML token for authorization. The Sender Vouches method establishes the correspon-
dence between a SOAP message and the SAML assertions added to the SOAP message. The attesting
entity provides the confirmation evidence that will be used to establish the correspondence between the
subject of the SAML subject statements (in SAML assertions) and SOAP message content. The attesting
entity, presumed to be different from the subject, vouches for the verification of the subject. The receiver
has an existing trust relationship with the attesting entity. The attesting entity protects the assertions (con-
taining the subject statements) in combination with the message content against modification by another
party. For more information about the Sender Vouches method, read the SAML Token Profile document
at http://docs.oasis-open.org/wss/oasis-wss-saml-token-profile-1.0.pdf .
For this mechanism, the SAML token is included as part of the message signature as an authorization token
and is sent only to the recipient. The message payload needs to be signed and encrypted. The requestor is
vouching for the credentials (present in the SAML assertion) of the entity on behalf of which the requestor
is acting.
The initiator token, which is an X.509 token, is used for signature. The recipient token, which is also an
X.509 token, is used for encryption. For the server, this is reversed, the recipient token is the signature
token and the initiator token is the encryption token. A SAML token is used for authorization.
See Also: Example: SAML Sender Vouches with Certificates (SV).
12.3.10. SAML Holder of Key
This mechanism protects messages with a signed SAML assertion (issued by a trusted authority) carry-
ing client public key and authorization information with integrity and confidentiality protection using

Using WSIT Security
122
mutual certificates. The Holder-of-Key (HOK) method establishes the correspondence between a SOAP
message and the SAML assertions added to the SOAP message. The attesting entity includes a signature
that can be verified with the key information in the confirmation method of the subject statements of
the SAML assertion referenced for key info for the signature. For more information about the Holder of
Key method, read the SAML Token Profile document at http://docs.oasis-open.org/wss/oasis-wss-saml-
token-profile-1.0.pdf .
Under this scenario, the service does not trust the client directly, but requires the client to send a SAML
assertion issued by a particular SAML authority. The client knows the recipient's public key, but does not
share a direct trust relationship with the recipient. The recipient has a trust relationship with the authority
that issues the SAML token. The request is signed with the client's private key and encrypted with the server
certificate. The response is signed using the server's private key and encrypted using the key provided
within the HOK SAML assertion.
12.3.11. STS Issued Token
This security mechanism protects messages using a token issued by a trusted Secure Token Service (STS)
for message integrity and confidentiality protection.
An STS is a service that implements the protocol defined in the WS-Trust specification (you can find a link
to this specification at http://wsit.java.net/ ). This protocol defines message formats and message exchange
patterns for issuing, renewing, canceling, and validating security tokens.
Service providers and consumers are in potentially different managed environments but use a single STS
to establish a chain of trust. The service does not trust the client directly, but instead trusts tokens issued
by a designated STS. In other words, the STS is taking on the role of a second service with which the client
has to securely authenticate. The issued tokens contain a key, which is encrypted for the server and which
is used for deriving new keys for signing and encrypting.
To use this mechanism for the web service, you simply select this option as your security mechanism.
However, you must have a Security Token Service that can be referenced by the service. An example of an
STS can be found in the section To Create and Secure the STS (STS) . In this section, you select a security
mechanism for the STS. The security configuration for the client-side of this application is dependent
upon the security mechanism selected for the STS, and not on the security mechanism selected for the
application. The client truststore must contain the certificate of the STS, which has the alias of wssip if
you are using the updated GlassFish certificates.
See Also: Example: STS Issued Token (STS).
12.3.12. STS Issued Token with Service Certificate
This security mechanism is similar to the one discussed in STS Issued Token , with the difference being that
in addition to the service requiring the client to authenticate using a SAML token issued by a designated
STS, confidentiality protection is achieved using a service certificate. A service certificate is Unhandled
tag caution used by a client to authenticate the service and provide message protection. For GlassFish, a
default certificate of s1as is installed.
To use this mechanism for the web service, you simply select this option as your security mechanism.
However, you must have a Security Token Service that can be referenced by the service. An example of an
STS can be found in the section To Create and Secure the STS (STS) . In this section, you select a security
mechanism for the STS. The security configuration for the client-side of this application is dependent
upon the security mechanism selected for the STS, and not on the security mechanism selected for the
application. The client truststore must contain the certificate of the STS, which has the alias of wssip if
you are using the updated GlassFish certificates.

Using WSIT Security
123
12.3.13. STS Issued Endorsing Token
This security mechanism is similar to the one discussed in STS Issued Token , with the difference being
that the client authenticates using a SAML token that is issued by a designated STS. An endorsing token
is used to sign the message signature.
In this mechanism, message integrity and confidentiality are protected using ephemeral keys encrypted
for the service. Ephemeral keys use an algorithm where the exchange key value is purged from the cryp-
tographic service provider (CSP) when the key handle is destroyed. The service requires messages to be
endorsed by a SAML token issued by a designated STS.
Service providers and consumers are in potentially different managed environments. For this mechanism,
the service requires that secure communications be endorsed by a trusted STS. The service does not trust
the client directly, but instead trusts tokens issued by a designated STS. In other words, the STS is taking
on the role of a second service with which the client has to securely authenticate.
For this mechanism, authentication of the client is achieved in this way:
• The client authenticates with the STS and obtains the necessary token with credentials.
• The client's request is signed and encrypted using ephemeral key K.
• The server's response is signed and encrypted using the same K.
• The primary signature of the request is endorsed using the issued token.
To use this mechanism for the web service, you simply select this option as your security mechanism.
However, you must have a Security Token Service that can be referenced by the service. An example of an
STS can be found in the section To Create and Secure the STS (STS) . In this section, you select a security
mechanism for the STS. The security configuration for the client-side of this application is dependent
upon the security mechanism selected for the STS, and not on the security mechanism selected for the
application. The client truststore must contain the certificate of the STS, which has the alias of wssip if
you are using the updated GlassFish certificates.
12.4. Configuring SSL and Authorized Users
This section discusses configuring security for your web service and web service client using the WSIT
security mechanisms. Some of these mechanisms require some configuration outside of NetBeans IDE.
Depending upon which security mechanism you plan to use, some of the following tasks will need to be
completed:
• If you are using the GlassFish container and message security, you must update the GlassFish keystore
and truststore by importing v3 certificates. The procedure for updating the certificates is described in
To Manually Update GlassFish Certificates.
• If you are using a security mechanism that requires a user to enter a user name and password, create
authorized users for your container. Steps for creating an authorized user for the GlassFish container
are described in Adding Users to GlassFish.
• To use a mechanism that uses secure transport (SSL), you must configure the system to point to the
client and server keystore and truststore files. Steps for doing this are described in Configuring SSL
For Your Applications.
This section covers the following topics:

Using WSIT Security
124
• Configuring SSL For Your Applications
• Adding Users to GlassFish
12.4.1. Configuring SSL For Your Applications
This section describes adding the steps to configure your application for SSL. These steps will need to be
accomplished for any application that uses one of the mechanisms:
• Transport Security (SSL) (see Example: Transport Security (SSL) )
• Message Authentication over SSL
• SAML Authorization over SSL (see Example: SAML Authorization over SSL (SA) )
To Configure SSL for Your Application
The following steps are generic to any application, but have example configurations that will work with the
tutorial examples, in particular, Example: SAML Authorization over SSL (SA) and Example: Transport
Security (SSL).
To configure SSL for your application, follow these steps.
1. Select one of the mechanisms that require SSL.
These include Transport Security (SSL), Message Authentication over SSL, andSAML Authorization
over SSL.
2. Server Configuration
• GlassFish is already configured for SSL. No further SSL configuration is necessary if you are
using Transport Security. However, if you are using one of the Message Security mechanisms
with SSL, you must update the GlassFish certificates as described in To Manually Update Glass-
Fish Certificates.
• Configure a user on GlassFish as described in Adding Users to GlassFish.
3. Client Configuration
For configuring your system for SSL in order to work through the examples in this tutorial, the same
keystore and truststore files are used for both the client and the service. This makes it unnecessary
to set system properties to point to the client stores, as both GlassFish and NetBeans IDE are aware
of these certificates and point to them by default.
In general, for the client side of SSL you will not be using the same certifi-
cates for the client and the service. In that case, you need to define the client cer-
tificate stores by setting the system properties -Djavax.net.ssl.trustStore , -
Djavax.net.ssl.keyStore , -Djavax.net.ssl.trustStorePassword , and -
Djavax.net.ssl.keyStorePassword in the application client container.
You can specify the environment variables for keystore and truststore by setting the environment
variable VMARGS through the shell environment or inside an Ant script, or by passing them in when
you start NetBeans IDE from the command line. For example, in the latter case, you would specify
the property settings as follows:

Using WSIT Security
125
netbeans-install/bin/netbeans.exe
-J-Djavax.net.ssl.trustStore=as-install/domains/domain1/config/cacerts.jks
-J-Djavax.net.ssl.keyStore=as-install/domains/domain1/config/keystore.jks
-J-Djavax.net.ssl.trustStorePassword=changeit
-J-Djavax.net.ssl.keyStorePassword=changeit
Use the hard-coded path to the keystore and truststore files, not variables.
For the SSL mechanism, the browser will prompt you to accept the server alias s1as.
4. Service Configuration
To require the service to use the HTTPS protocol, you must select a security mechanism that uses SSL
(as described in a previous step), and you have to specify the security requirements in the service's
application deployment descriptor. This file is ejb-jar.xml for a web service that is implemented
as an EJB endpoint, and web.xml for a web service implemented as a servlet. To specify the security
information, follow these steps:
a. From your web service application, expand Web Pages | WEB-INF.
b. Double-click web.xml (or ejb-jar.xml ) to open it in the editor.
c. Select the Security tab.
d. On the Security Constraints line, expand the node for SSL transport for CalculatorWSSer-
vice. This will display when a security mechanism that requires SSL is selected. This con-
straint will be sufficient for the example applications. This sections walks you through
making some changes in the event that you would like to customize the security constraint
for your application.
e. Under Web Resource Collection, click Edit.
f. Change the URL Pattern to be protected (for example, /* ). Select which HTTP Methods
to protect, for example, POST. Click OK to close this dialog.
g. Unselect Enable Authentication Constraint. Ensure that the Enable User Data Constraint
box is checked. Verify that CONFIDENTIAL is selected for the Transport Guarantee to
specify that the application uses SSL because the application requires that data be trans-
mitted so as to prevent other entities from observing the contents of the transmission.
The IDE appears as shown in Deployment Descriptor Page.

Using WSIT Security
126
Figure 12.4. Deployment Descriptor Page
h. Click the XML tab to display the additions to web.xml . The security constraint looks
like this:
Example 12.4.
<security-constraint>
<display-name>Constraint1</display-name>
<web-resource-collection>
<web-resource-name>CalcWebResource</web-resource-name>
<description/>
<url-pattern>/*</url-pattern>
<http-method>POST</http-method>
</web-resource-collection>
<user-data-constraint>
<description/>
<transport-guarantee>CONFIDENTIAL</transport-guarantee>
</user-data-constraint>
</security-constraint>
i. When you run this project (right-click, select Run), the browser will ask you to accept the
server certificate of s1as . Accept this certificate. The WSDL appears in the browser.
5. Creating a Client
When creating your client application, use the fully-qualified hostname to specify the secure WSDL
location (use https:// fully_qualified_hostname :8181/CalculatorApplication/Cal-
culatorWSService?wsdl , for example, in place of http://localhost:8080/Calcu-
latorApplication/CalculatorWSService?wsdl ).
In some cases, you might get an error dialog telling you that the URL
https:// fully_qualified_hostname :8181/CalculatorApplication/Calculator-

Using WSIT Security
127
WSService?wsdl couldn't be downloaded. However, this is the correct URL, and it does load
when you run the service. So, when this error occurs, repeat the steps that create the Web Service
Client using the secure WSDL. The second time, the web service reference is created and you can
continue creating the client.
12.4.2. Adding Users to GlassFish
This section describes the following tasks:
• To Add a User to GlassFish for Development
• To Add Users to GlassFish Using the Admin Console
• To Add Users to GlassFish From the Command Line
To Add a User to GlassFish for Development
To create a user in the GlassFish file realm to be used for testing and development purposes, follow these
steps.
1. In NetBeans IDE, right-click the web service, select Edit Web Service Attributes.
2. Select Secure Service.
3. Select Use Development Defaults.
In addition to setting up keystore and truststore files, this option creates a default user on GlassFish.
The user has the name wsitUser and the password of changeit .
To Add Users to GlassFish Using the Admin Console
To add users to GlassFish using the Admin Console, follow these steps.
1. Start GlassFish if you haven't already done so.
2. Start the Admin Console if you haven't already done so.
You can start the Admin Console by starting a web browser and specifying the URL http://
localhost:4848/asadmin . If you changed the default Admin port during installation, type the
correct port number in place of 4848.
3. To log in to the Admin Console, type the user name and password of a user in the ad-
min-realm who belongs to the asadmin group.
The name ( admin ) and password ( adminadmin ) entered during installation will work, as will
any users added to this realm and group subsequent to installation.
4. Expand the Configuration node in the Admin Console tree.
5. Expand the Security node in the Admin Console tree.
6. Expand the Realms node, then select the file realm.
7. Click the Manage Users button.
8. Click New to add a new user to the realm.
9. Type the correct information into the User ID, Password, and Group(s) fields.

Using WSIT Security
128
The example applications reference a user with the following attributes:
• User ID = wsitUser
• Group List = wsit
• New Password = changeit
• Confirm New Password = changeit
10. Click OK to add this user to the list of users in the realm.
11. Click Logout when you have completed this task.
To Add Users to GlassFish From the Command Line
1. Make sure GlassFish is running, then type the following command:
as-install/bin/asadmin create-file-user --groups wsit wsitUser
2. When you are prompted for the password, type changeit .
12.5. Configuring Keystores and Truststores
This section describes configuring keystores and truststores. Security mechanisms that use certificates
require keystore and truststore files for deployment.
• For GlassFish, default keystore and truststore files come bundled. However, WSIT security mecha-
nisms for message security require X.509 version 3 certificates. GlassFish contains version 1 certifi-
cates. Therefore, to enable the WSIT applications to run on GlassFish, you will need to follow the in-
structions in To Manually Update GlassFish Certificates .
• For Tomcat, keystore and truststore files do not come bundled with this container, so they must be
provided. You can download valid keystore and truststore files for the client and server from http://
xwss.java.net/ .
This section covers the following topics:
• To Automatically Update GlassFish Certificates
• To Manually Update GlassFish Certificates
• Specifying Aliases with the Updated Stores
• Configuring the Keystore and Truststore
• Configuring Validators
To Automatically Update GlassFish Certificates
You can have NetBeans automatically update the GlassFish certificates to the version needed to work with
message security. To do this, follow these steps:
1. In NetBeans IDE, right-click the web service, select Edit Web Service Attributes.
2. Select Secure Service.

Using WSIT Security
129
3. Select Use Development Defaults.
This option imports certificates into the GlassFish keystore and truststore so that they can be used
immediately for development.
In a production environment, you should provide your own certificates and user settings, however,
in a development environment you may find these defaults useful.
To Manually Update GlassFish Certificates
The WSIT message security mechanisms require the use of v3 certificates. The default GlassFish keystore
and truststore Unhandled tag varname do not contain v3 certificates at this time (but should before FCS).
(GlassFish instances installed using JDK 1.6 do have a v3 certificate but the certificate lacks a particu-
lar extension required for supporting some secure WSIT mechanisms.) In order to use message security
mechanisms with GlassFish, it is necessary to download keystore and truststore files that contain v3 cer-
tificates and import the appropriate certificates into the default GlassFish stores.
Note
The XWSS keystores are sample keystores containing sample v3 certificates. These sample key-
stores can be used for development and testing of security with WSIT technology. Once an ap-
plication is in production, you should definitely use your own v3 certificates issued by a trusted
authority. In order to use WSIT security on GlassFish, you will have to import your trusted stores
into GlassFish's keystore and specify those certificates from NetBeans IDE.
To manually update the GlassFish certificates, follow these steps.
1. Download the zip file that contains the certificates and the Ant scripts ( copyv3.zip ) by
going to this URL:
https://xwss.java.net/servlets/
ProjectDocumentList?folderID=6645&expandFolder=6645&folderID=6645
2. Unzip this file and change into its directory, copyv3 .
3. Set the variable to the location where GlassFish is installed, as described in the README.txt
file in this directory.
4. From the copyv3 directory, execute the Ant command that will copy the keystore and trust-
store files to the appropriate location, and import the appropriate certificates into the GlassFish
keystore and truststore.
This Ant command is as follows:
as-install/lib/ant/bin/ant
The command window will echo back the certificates that are being added to the keystore and trust-
store files, and should look something like this:
[echo] WARNING: currently we add non-CA certs to GF truststore, this
will not be required in later releases when WSIT starts supporting
CertStore(s)
[java] Added Key Entry :xws-security-server
[java] Added Key Entry :xws-security-client
[java] Added Trusted Entry :xwss-certificate-authority
[java] Added Key Entry :wssip
[java] Added Trusted Entry :xws-security-client

Using WSIT Security
130
[java] Added Trusted Entry :xws-security-server
[java] Added Trusted Entry :wssip
[echo] Adding JVM Option for https outbound alias, this will take at least
One Minute.
...
5. To verify that the updates were successful, follow these steps:
a. Change to the directory containing the GlassFish keystore and truststore files, as-in-
stall /domains/domain1/config .
b. Verify that the v3 certificate has been imported into the GlassFish truststore. To do this,
run the following keytool command (all on one line):
java-home/bin/keytool -list -keystore cacerts.jks -alias wssip -
storepass changeit
If the certificates are successfully updated, your response will look something like this:
wssip, Aug 20, 2007, trustedCertEntry,
Certificate fingerprint (MD5):
1A:0E:E9:69:7D:D0:80:AD:5C:85:47:91:EB:0D:11:B1
If the certificates were not successfully update, your response will look something like this:
keytool error: java.lang.Exception: Alias <wssip> does not exist
c. Verify that the v3 certificate has been imported into the GlassFish keystore. To do this,
run the following keytool commands:
java-home/bin/keytool -list -keystore keystore.jks
-alias xws-security-server -storepass changeit
java-home/bin/keytool -list -keystore keystore.jks
-alias xws-security-client -storepass changeit
If the certificates were successfully updated, your response should look something like this:
xws-security-server, Aug 20, 2007, PrivateKeyEntry,
Certificate fingerprint (MD5):
E4:E3:A9:02:3C:B0:36:0C:C1:48:6E:0E:3E:5C:5E:84
If your certificates were not successfully updated, your response will look more like this:
keytool error: java.lang.Exception: Alias <xws-security-server> does
not exist
12.5.1. Specifying Aliases with the Updated Stores
The configuration of the aliases for all containers (Tomcat, GlassFish) and for all applications (JSR-109-
compliant and non-JSR-109-compliant), except for applications that use a Security Token Service (STS)
mechanism, is as shown in Keystore and Truststore Aliases .
Table 12.3. Keystore and Truststore Aliases
Keystore Alias Truststore Alias
Client-Side Configuration xws-security-client xws-security-server
Server-Side Configuration xws-security-server xws-security-client

Using WSIT Security
131
The configuration of the aliases for applications that use a Security Token Service (STS) mechanism is as
shown in Keystore and Truststore Aliases for STS .
Table 12.4. Keystore and Truststore Aliases for STS
Keystore Alias Truststore Alias
Client-Side Configuration xws-security-client xws-security-server
STS Configuration xws-security-client wssip
12.5.2. Configuring the Keystore and Truststore
NetBeans IDE already knows the location of the default keystore file and its password, but you need to
specify which alias is to be used. The following sections discuss configuring the keystore on the service
and on the client.
To Configure the Keystore on a Service Automatically
To have NetBeans IDE configure the keystore to its default values, follow these steps.
1. In NetBeans IDE, right-click the web service, select Edit Web Service Attributes.
2. Select Secure Service.
3. Select Use Development Defaults.
This option imports certificates into the GlassFish keystore and truststore so that they can be used
immediately for development. This option also inserts the location and alias of the keystore and trust-
store files into the configuration file.
In a production environment, you should provide your own certificates and user settings, however,
in a development environment you may find these defaults useful.
To Configure the Keystore on a Service Manually
A keystore is a database of private keys and their associated X.509 certificate chains authenticating the
corresponding public keys. A key is a piece of information that controls the operation of a cryptographic
algorithm. For example, in encryption, a key specifies the particular transformation of plaintext into ci-
phertext, or vice versa during decryption. Keys are used in digital signatures for authentication.
To configure a keystore on a service, perform the following steps.
1. Check the table in Summary of Service-Side Configuration Requirements to see if a keystore
needs to be configured for the selected security mechanism. If so, continue.
2. Right-click the web service and select Edit Web Service Attributes.
The Web Service Attributes editor is displayed.
3. Enable Secure Service, then select a security mechanism.
4. Check the table in Summary of Service-Side Configuration Requirements to see what keystore
configuration, if any, is required for that mechanism.
5. Unselect Use Development Defaults.
6. Click the Keystore button. The dialog shown in Keystore Configuration Dialog displays.

Using WSIT Security
132
Figure 12.5. Keystore Configuration Dialog
7. Depending on what is required for the selected mechanism, you may specify the following
information in the Keystore Configuration dialog:
•Keystore Password : Specifies the password for the keystore file. If you are running under Glass-
Fish, GlassFish's password is already entered. If you have changed the keystore's password from
the default, you must specify the correct value in this field.
•Load Aliases : Click the Load Aliases button to populate the Alias field with the aliases contained
in the keystore file. The Location and Store Password fields must be specified correctly for this
option to work.
•Alias : Specifies the alias of the certificate in the specified keystore to be used for authentication.
Refer to the table in Specifying Aliases with the Updated Stores to determine which alias to
choose for the selected security mechanism.
•Key Password : Specifies the password of the key within the keystore. For this sample, leave
this blank. For this field, the default assumes the key password is the same as the store password,
so you only need to specify this field when the key password is different.
Note
The Key Password field enables you to specify a password for the keystore used by
the application. When specified, this password is stored in a WSIT configuration file
in clear text, which is a security risk. Setting the keystore password in the develop-
ment environment is fine, however, when you go into production, remember to use the
container's Callback Handler to obtain the keys from the keystore. This eliminates the need
for the keystore passwords to be supplied by the users. You can also specify the pass-
words for keystores and truststores by specifying a Callback Handler class that implements
the javax.security.auth.callback.CallbackHandler interface in the Key
Password or Store Password fields.
When creating JSR-109-compliant application, GlassFish will only use the default CallbackHandlers
and Validators, and you cannot override the location of the keystore and truststore files. Any attempt
to override the default location will be ignored. You do, however, need to specify the keystore and
truststore locations in these dialogs in order to specify the alias.

Using WSIT Security
133
When creating non-JSR-109-compliant application, you can specify the passwords for key-
stores and truststores by specifying a CallbackHandler class that implements the
javax.security.auth.callback.CallbackHandler interface in the Key Password or
Store Password fields.
8. Click OK to close the dialog.
To Configure the Truststore on a Service Automatically
To have NetBeans IDE configure the truststore to its default values, follow these steps.
1. In NetBeans IDE, right-click the web service, select Edit Web Service Attributes.
2. Select Secure Service.
3. Select Use Development Defaults.
This option imports certificates into the GlassFish keystore and truststore so that they can be used
immediately for development. This option also inserts the location and alias of the keystore and trust-
store files into the configuration file, when required for a selected security mechanism.
In a production environment, you should provide your own certificates and user settings, however,
in a development environment you may find these defaults useful.
To Configure the Truststore on a Service Manually
A truststore is a database of trusted entities and their associated X.509 certificate chains authenticating
the corresponding public keys.
The truststore contains the Certificate Authority (CA) certificates and the certificates of the other party
to which this entity intends to send encrypted (confidential) data. This file must contain the public key
certificates of the CA and the client's public key certificate. Any kind of encryption without WS-Secure-
Conversation will generally require that a truststore be configured on the client side. Any kind of signature
without WS-SecureConversation will generally require a truststore on the server side.
Note
For this release, place the trusted certificates of other parties in GlassFish's truststore,
cacerts.jks . This is not normally a recommended practice because any certificate you add
to the cacerts.jks file effectively means it can be a trusted root for any and all certificate
chains, which can be a security problem. In future releases, trusted certificates from other parties
will be placed in a certstore, and only trusted roots will be placed inside cacerts.jks .
To set the truststore configuration options on a service, perform the following steps.
1. Check the table in Summary of Service-Side Configuration Requirements to see if a truststore
is required for the selected security mechanism. If so, continue.
2. Right-click the web service and select Edit Web Service Attributes.
The Web Service Attributes editor is displayed.
3. Enable Secure Service.
4. Unselect Use Development Defaults.

Using WSIT Security
134
5. Click the Truststore button.
6. On the Truststore Configuration page, specify the following options:
•Location : By default, the location and name of the truststore that stores the public key certificates
of the CA and the client's public key certificate is already entered. The GlassFish truststore file
is as-install /domains/domain1/config/cacerts.jks.
•Store Password : Specifies the password for the truststore. If you are using GlassFish, the value
of changeit is already entered. If you have changed the value of the truststore password, you
must type the new value in this field.
Note
The Store Password field enables you to specify a password for the truststore used by
the application. When specified, this password is stored in a WSIT configuration file
in clear text, which is a security risk. Setting the truststore password in the develop-
ment environment is fine, however, when you go into production, remember to use
the container's Callback Handler to obtain the keys from the truststore. This eliminates
the need for the truststore passwords to be supplied by the users. You can also speci-
fy the passwords for keystores and truststores by specifying a CallbackHandler class
that implements the javax.security.auth.callback.CallbackHandler
interface in the Key Password or Store Password fields.
When creating JSR-109-compliant application, GlassFish will only use the default Call-
backHandlers and Validators, and you cannot override the location of the keystore and
truststore files. Any attempt to override the default location will be ignored. You do,
however, need to specify the keystore and truststore locations in these dialogs in order
to specify the alias.
•Load Aliases : Click the Load Aliases button to populate the Alias field with the aliases contained
in the truststore file. The Location and Store Password fields must be specified correctly for this
option to work.
•Alias : Unhandled tag tip Specifies the peer alias of the certificate in the truststore that is to be
used when the client needs to send encrypted data. Refer to the table in Specifying Aliases with
the Updated Stores to determine which alias is appropriate for the selected security mechanism.
A truststore contains trusted other-party certificates and certificates of Certificate Authorities
(CA). A peer alias is the alias of the other party (peer) that the sending party needs to use to
encrypt the request.
7. Click OK to close the dialog.
To Configure the Keystore and Truststore on a Client
On the client side, a keystore and truststore file must be configured for some of the security mechanisms.
Refer to the table in Summary of Client-Side Configuration Requirements for information on which mech-
anisms require the configuration of keystores and truststores.
If the mechanism configured for the service requires the configuration of keystores and truststores, follow
these steps.
1. Check the table in Summary of Client-Side Configuration Requirements to see if a keystore
needs to be configured for the client for the selected security mechanism. If so, continue.
2. In the Projects window, expand the node for the web service client.

Using WSIT Security
135
3. Expand the Web Service References node.
4. Right-click the node for the web service reference for which you want to configure security
options.
5. Select Edit Web Service Attributes.
When the Web Service References Attributes Editor is opened, select the Quality of Service tab to
display the WSIT Security options.
6. Click Keystore or Truststore to specify the keystore or truststore information if required by
the service.
7. Depending on what is required for the selected mechanism, you may specify the following
information:
•Keystore Location : The directory and file name containing the certificate key to be used to
authenticate the client. By default, the location is already set to the default GlassFish keystore,
as-install /domains/domain1/config/keystore.jks .
•Keystore Password : The password for the keystore used by the client. By default, the password
for the GlassFish keystore is already entered. This password is changeit .
Note
When specified, this password is stored in a WSIT configuration file in clear text. Set-
ting the keystore password in the development environment is fine, however, when
you go into production, remember to use the container's default CallbackHan-
dler to obtain the keys from the keystore. This eliminates the need for the key-
store passwords to be supplied by the users. You can also specify the passwords for
keystores and truststores by specifying a CallbackHandler class that implements
the javax.security.auth.callback.CallbackHandler interface in the
Keystore Password, Truststore Password, or Key Password fields.
•Load Aliases : Click this button to populate the Alias list with all of the certificates available
in the selected keystore. This option will only work if the keystore location and password are
correct.
•Keystore Alias : Select the alias in the keystore. Refer to the table in Specifying Aliases with the
Updated Stores to determine which alias is appropriate for the selected security mechanism.
•Key Password : If the client key has been password-protected, type the password for this key.
The GlassFish certificate key password is changeit .
•Truststore Location : The directory and file name of the client truststore containing the certificate
of the server. By default, this field points to the default GlassFish truststore, as-install /
domains/domain1/config/cacerts.jks.
•Truststore Password : The password for the truststore used by the client. By default, the password
for the GlassFish truststore is already specified. The password is changeit .
Note
When specified, this password is stored in a WSIT configuration file in clear text. Set-
ting the truststore password in the development environment is fine; however, when
you go into production, remember to use the container's default CallbackHan-

Using WSIT Security
136
dler to obtain the keys from the keystore. This eliminates the need for the key-
store passwords to be supplied by the users. You can also specify the passwords for
keystores and truststores by specifying a CallbackHandler class that implements
the javax.security.auth.callback.CallbackHandler interface in the
Keystore Password, Truststore Password, or Key Password fields.
•Load Aliases : Click this button to populate the Alias list with all of the certificates available
in the selected keystore. This option will only work if the truststore location and password are
correct.
•Truststore Alias : Select the alias of the server certificate and private key in the client truststore.
Refer to the table in Specifying Aliases with the Updated Stores to determine which alias is
appropriate for the selected security mechanism.
8. Click OK to close the dialog.
12.5.3. Configuring Validators
A validator is an optional set of classes used to check the validity of a token, a certificate, a timestamp, or
a username and password. The Validators button will be enabled when all of the following are true:
• Security is enabled for the service.
• Target server for the service is not GlassFish.
• Development defaults are disabled.
• Security profile for the service is not one of the three STS based profiles.
Applications that run under a GlassFish 9.1 or higher container do not need to configure Callback Handlers
and Validators when using the IDE with WSIT enabled. This is because the container handles the callbacks
and validation. You only need to make sure that the certificates are available at locations that GlassFish
requires and/or create authorized users using the Admin Console (described in Adding Users to GlassFish .
Validators are always optional because there are defaults in the runtime (regardless of the container and
regardless of whether the application is a JSR-109 or a non-JSR-109 deployment.) For non-JSR-109 de-
ployment, you only need to specify a validator when you want to override the default validators. For
JSR-109 deployments, there is no point in specifying an overriding validator, as these will be overridden
back to the defaults by GlassFish, thus the Validators button is not available when the selected web service
is a JSR-109-compliant application.
To Set Validator Configuration Options
To set the validator configuration options for a non-JSR-109-compliant application (such as a J2SE client),
perform the following steps.
1. Right-click the web service and select Edit Web Service Attributes.
The Web Service Attributes editor is displayed.
2. Enable Secure Service.
3. Unselect Use Development Defaults.
4. Click the Validator button.

Using WSIT Security
137
5. On the Validator Configuration page, specify the following options, when necessary:
•Username Validator : Specifies the validator class to be used to validate username and password
on the server side. This option is only used by a web service.
Note
When using the default Username Validator, make sure that the username and password
of the client are registered with GlassFish (using Admin Console, described in Adding
Users to GlassFish ) if using GlassFish, or is included in the tomcat-users.xml
file if using Tomcat.
•Timestamp Validator : Specifies the validator class to be used to check the token timestamp to
determine whether the token has expired or is still valid.
•Certificate Validator : Specifies the validator class to be used to validate the certificate supplied
by the client or the web service.
•SAML Validator: Specifies the validator class to be used to validate SAML token supplied by
the client or the web service.
6. Click OK to close the dialog.
12.6. Configuring Kerberos for Glassfish and
Tomcat
This section explains how to setup Glassfish or Tomcat to use Kerberos Authentication. It assumes that
the underlying infrastructure has Kerberos Authentication available. If you need information on how to
setup Kerberos in Solaris or Ubuntu Linux environments, refer to the following links:
• Solaris 10: Installing a Kerberos KDC [http://blogs.sun.com/tdh/entry/installing_a_kerberos_kdc_and]
• Ubuntu Linux: Kerberos On Ubuntu [http://www.alittletooquiet.net/text/kerberos-on-ubuntu/]
Note that in a Windows environment you can set up a Kerberos KDC only on Window Server editions
2000, 2003 and 2008. The KDC is bundled in these editions with its own Kerberos implementation as
part of Active Directory. You can not install MIT Kerberos KDC on Windows. A Windows XP/Vista
system can act as a client of the Windows Server editions KDC. Alternatively, you can install a client
module of MIT Kerberos for Windows -- see Kerberos for Windows Release 3.2.2 [http://web.mit.edu/
Kerberos/kfw-3.2/kfw-3.2.2.html].You can then use the client module to authenticate against a KDC that
was set up on a UNIX system.
12.6.1. For Glassfish
Specify the JAAS login modules to be used for Kerberos in the $GLASSFISH_HOME/domains/do-
main1/config/login.conf file, as follows:
KerberosClient {
com.sun.security.auth.module.Krb5LoginModule required
useTicketCache=true;
}
KerberosServer {

Using WSIT Security
138
com.sun.security.auth.module.Krb5LoginModule required
useKeyTab=true keyTab="/etc/krb5.keytab"
doNotPrompt=true storeKey=true
principal="websvc/service@INDIA.SUN.LOCAL";
}
You can give any names to the login modules, that is, instead of KerberosClient and KerberosServer.
You need to refer to these names in the <sc:KerberosConfig> assertion in the WSDL file and in the wsit-
client.xml file.
Also edit the principal in KerberosServer to the service_principal that you created, and specify the correct
location of krb5.keytab file.
12.6.2. For Tomcat
Glassfish picks the login modules from $GLASSFISH_HOME/domains/domain1/config/login.conf. In
Tomcat we need to specify the file explicitly using java.security.auth.login.config system property. Here
are the steps:
• Create a file jaas.conf , and place it in $CATALINA_HOME/conf. Here's what jaas.conf looks like:
KerberosClient {
com.sun.security.auth.module.Krb5LoginModule required
useTicketCache=true;
};
KerberosServer {
com.sun.security.auth.module.Krb5LoginModule required
useKeyTab=true keyTab="/etc/krb5.keytab"
doNotPrompt=true storeKey=true
principal="websvc/service@INDIA.SUN.COM";
};
• Add following line to the catalina.sh script (or specify the mentioned JAVA_OPTS property):
JAVA_OPTS="$JAVA_OPTS "-Djava.security.auth.login.config=$CATALINA_HOME/
conf/jaas.conf
• Specify the following system property in your client code:
-Djava.security.policy=${tomcat.home}/conf/catalina.policy
-Djava.security.auth.login.config=${tomcat.home}/conf/jaas.conf
12.7. Securing Operations and Messages
This section explains how to specify security mechanisms at the operation level and at the message level.
You can specify security mechanisms at the following levels:
•Operation
At times, you may need to configure different operations with different supporting tokens. You may
wish to configure security at the operation level, for example, in the situation where only one operation
requires a UsernameToken to be passed and the rest of the operations do not require this, or in the
situation where only one operation needs to be endorsed by a special token and the others do not.
•Input Message and Output Message

Using WSIT Security
139
Security mechanisms at this level are used to specify what is being protected and the level of protection
required.
In this section, you can specify parts of a message that require integrity protection (digital signature) and/
or confidentiality (encryption). When you do this, the specified part of the message, outside of security
headers, requires signature and/or encryption. For example, a message producer might submit an order
that contains an orderID header. The producer signs and/or encrypts the orderID header (the SOAP
message header) and the body of the request (the SOAP message body). Parts that can be signed and/
or encrypted include the body, the header, the local name of the SOAP header, and the namespace of
the SOAP header.
You can also specify arbitrary elements in the message that require integrity protection and/or confi-
dentiality. Because of the mutability of some SOAP headers, a message producer may decide not to sign
and/or encrypt the SOAP message header or body as a whole, but instead sign and/or encrypt elements
within the header and body. Elements that can be signed and/or encrypted include an XPath expression
or a URI which indicates the version of XPath to use.
This section covers the following topics:
• To Specify Security at the Operation, Input Message, or Output Message Level
• Supporting Token Options
To Specify Security at the Operation, Input Message, or Output Message Level
To specify security mechanisms at the level of the operation, input message, or output message, perform
the following steps.
1. Right-click the web service and select Web Service Attributes.
The Web Service Attributes editor is displayed.
2. Select Secure Service.
3. Select a security mechanism.
The following mechanisms do not support Input message level protection:
• Username Authentication with Symmetric Key
• Username Authentication with Password Derived Keys
• Transport Security (SSL)
• Message Authentication over SSL
• SAML Authorization over SSL
• SAML Sender Vouches with Certificates
4. Expand the operation Operation node (for example, the add Operation node.) It should
look like Web Service Attributes Editor Page: Operation Level.

Using WSIT Security
140
Figure 12.6. Web Service Attributes Editor Page: Operation Level
5. Expand the operation section.
The section will be grayed out if Secure Service is not selected.
6. Select an option from the Transactions list to specify a level at which transactions will be se-
cured.
For this release, transactions will only use SSL for security. Transactions are discussed in Using
Atomic Transactions.
7. Expand the Input Message section.
This section will be grayed out if Secure Service is not selected.
8. Specify the following options, as appropriate:

Using WSIT Security
141
•Authentication Token : Specifies which supporting token will be used to sign and/or encrypt the
specified message parts. Options include Username, X509, SAML, Issued, or None. For further
description of these options, read Supporting Token Options.
•Signed : Specifies that the authentication token must be a signed, supporting token. A signed,
supporting token is signed by the primary signature token and is part of primary signature.
•Endorsing : Specifies that the authentication token must be endorsed. With an endorsing sup-
porting token, the key represented by the token is used to endorse/sign the primary message
signature.
•Encrypted: Specifies that the authentication token must be an encrypted supporting token.
One can select any (or none) combination of the three options above. If both Signed and Endorsing
are selected, the authentication token must be a signed, endorsing, supporting token. In this situation,
the token is signed by the primary signature. The key represented by the token is used to endorse/sign
the primary message signature. If Encrypted is selected as well, the supporting token is also encrypted
in the request message.
9. For the Input Message and/or Output Message, click the Message Parts button to specify which
parts of the message need to be encrypted, signed, and/or required.
See the following section for more information on the options in the Message Parts dialog.
The Message Parts dialog appears. It should look like Web Service Attributes Editor Page: Message
Parts.
Figure 12.7. Web Service Attributes Editor Page: Message Parts
10. Click in a checkbox to the right of the message part or element that you would like to sign,
encrypt or require.

Using WSIT Security
142
• Select Sign to specify the parts or elements of a message that require integrity protection (digital
signature).
• Select Encrypt to specify the parts or elements of a message that require confidentiality (encryp-
tion).
• Select Require to specify the set of parts and/or elements that a message must contain.
11. Click Add Body to add a row for the message body.
This will only be necessary if the row has been removed.
12. Click Add Header to add a row for either a specific SOAP header part or for all SOAP header
parts.
This will only be necessary if the SOAP header row in question has been deleted. The header parts
that are available to sign and/or encrypt before clicking the Add Header button include To (Ad-
dressing), From (Addressing), FaultTo (Addressing), ReplyTo (Addressing), MessageID (Address-
ing), RelatesTo (Addressing), and Action (Addressing). After clicking Add Header, and then click-
ing All Headers, you may also specify AckRequested (RM), SequenceAcknowledgement (RM), and
Sequence (RM).
13. Click Add Attachments to add a row the SOAP attachments.
This is useful if the web service has MIME attachments which should be protected. All the attach-
ments in the message are secured on selecting this option. This option is only available for the spec-
ification version of Security Policy, supported in Netbeans IDE from 6.5 version.
Note
Attachments Protection is not supported in .NET 3.0 and 3.5. So it is best to avoid this feature
for interop with .NET.
14. There are no XPath elements displayed by default. Click Add XPath to add rows that enable
you to specify signature and/or encryption for an XPath expression or a URI which indicates
the version of XPath to use.
By default, the Required field is selected. This is an editable field. Double-click the XPath row to
specify the XPath expression or URI. Only one XPath element is allowed.
Note
There is a limitation when specifying XPath elements. To use XPath elements, switch off
Optimize Security manually by adding the disableStreamingSecurity policy as-
sertion. For information on how to do this, refer to http://blogs.sun.com/venu/ for more in-
formation on disableStreamingSecurity.
15. To remove an element, select it in the Message Part section, and then click Remove to remove
it from message security.
16. Click OK to save these settings.
12.7.1. Supporting Token Options
You can use one of the following options for supporting tokens:

Using WSIT Security
143
•Username Token: A username token is used to identify the requestor by their username, and optionally
using a password (or shared secret, or password equivalent) to authenticate that identity. When using
a username token, the user must be configured on GlassFish. For information on configuring users on
GlassFish, read Adding Users to GlassFish.
•X.509 Certificate: An X.509 certificate specifies a binding between a public key and a set of attributes
that includes (at least) a subject name, issuer name, serial number, and validity interval. An X.509
certificate may be used to validate a public key that may be used to authenticate a SOAP message or to
identify the public key with a SOAP message that has been encrypted. When this option is selected, you
must specify a truststore. For information on specifying a truststore, read To Configure the Truststore
on a Service Manually.
•Issued Token : An issued token is a token issued by a trusted Secure Token Service (STS). The service
does not trust the client directly, but instead trusts tokens issued by a designated STS. In other words,
the STS is taking on the role of a second service with which the client has to securely authenticate. The
issued tokens contain a key, which is encrypted for the server and which is used for deriving new keys
for signing and encrypting.
•SAML Token : A SAML Token uses Security Assertion Markup Language (SAML) assertions as security
tokens.
12.8. Configuring A Secure Token Service
(STS)
A Secure Token Service (STS) is a Web service that issues security tokens. That is, it makes assertions
based on evidence that it trusts, to whoever trusts it (or to specific recipients). To communicate trust, a
service requires proof, such as a signature, to prove knowledge of a security token or set of security tokens.
A service itself can generate tokens or it can rely on a separate STS to issue a security token with its own
trust statement (note that for some security token formats this can just be a re-issuance or co-signature).
This forms the basis of trust brokering.
The issued token security model includes a target service, a client, and a trusted third party called a Security
Token Service (STS). Policy flows from service to client, and from STS to client. Policy may be embedded
inside an issued token assertion, or acquired out-of-hand. There must be an explicit trust relationship
between the service and the STS and the client and the STS. There does not need to be a trust relationship
between the client and service.
When the web service being referenced by the client uses any of the STS security mechanisms (refer to
tables in Summary of Service-Side Configuration Requirements and Summary of Client-Side Configura-
tion Requirements ), an STS must be specified. You can specify the STS in the following ways.
• On the service side, specify the endpoint of the Issuer element and/or specify the Issuer Metadata Ex-
change (Mex) address of the STS.
If you need to create a third-party STS, follow the steps in To Create a Third-Party STS .
For more information on managing the STS, see Managing multiple services with Metro based STS .
If you already have an STS that you want to use, follow the steps in To Specify an STS on the Service
Side .
An example that creates and uses an STS can be found at Example: STS Issued Token (STS) .
An example that shows how to achieve the trust brokering between different domains using an STS can
be found at Example: Broker Trust STS (BT) .

Using WSIT Security
144
An example that shows how to use SecureConversation with an STS can be found at Example: STS
Issued Token With SecureConversation (STS+SC) .
• On the client side, specify the information for a preconfigured STS. This is mainly used for a local STS
that is in the same domain as the client. Configuring the STS for the client is described in To Specify
an STS on the Client Side .
This section covers the following topics:
• To Create a Third-Party STS
• To Specify an STS on the Service Side
• To Specify an STS on the Client Side
To Create a Third-Party STS
Use the STS wizard to create an STS. When using the STS wizard, provide the name of the STS implemen-
tation class. This class must extend com.sun.xml.ws.security.trust.sts.BaseSTSImpl .
After completing the steps of the wizard, your application will contain a new service that is an STS and
includes a provider implementation class, STS WSDL, and a WSIT configuration file with a predefined
set of policies.
To use the STS wizard to create an STS, follow these steps.
1. Create a new project for the STS by selecting File | New Project.
2. Select Java Web, then Web Application, then Next.
3. Type a Project Name, then Next, then the desired Server. Click Finish.
4. Right-click the STS Project, and select New, then select Other.
5. Select Web Services from the Categories list.
6. Select Secure Token Service (STS) from the File Type(s) list.
7. Click Next.
8. Type a name for the Web Service Class Name.
9. Type or select a name for the Package list.
10. Click Finish.
The IDE takes a while to create the STS. When created, it appears under the project's Web Services
node as your_STS Service , and the Java file appears in the right pane.
11. The STS wizard creates an implementation of the provider class.
12. Back in the Projects window, expand the STS project folder, expand the Web Services node,
right-click on the web service, and select Edit Web Service Attributes to configure the STS.
13. Select the "Version Compatibility" to ".NET 3.5 / Metro 1.3" ( e.g. see Web Service Attributes
Editor Page ) . It will use WS-SX version of all WS-* specifications.

Using WSIT Security
145
14. Make sure Secure Service is selected.
15. Select a Security Mechanism that is NOT one of the STS mechanisms. The example application
uses Username Authentication with Symmetric Key.
16. Select the Configure button. For the Algorithm Suite option, specify a value that matches the
value of the web service. Set the Key Size to 128 if you have not configured Unlimited Strength
Encryption. Select OK to close the configuration dialog.
Note
Some of the algorithm suite settings require that Unlimited Strength Encryption be con-
figured in the Java Runtime Environment (JRE), particularly the algorithm suites that use
256 bit encryption. Download the Java Cryptography Extension (JCE) Unlimited Strength
Jurisdiction Policy Files. Installation instructions are provided in the JCE zip file. You
can download JCE from this URL: http://www.oracle.com/technetwork/java/javase/down-
loads/index.html
17. Make sure Act as Secure Token Service (STS) is selected.
The default values will create a valid STS.
Optionally, you can change the following configuration options by clicking the Configure button:
•Issuer : Specify an identifier for the issuer for the issued token. This value can be any string that
uniquely identifies the STS, for example, MySTS .
•Contract Implementation Class : Specify the actual implementation class for the WSTrust-
Contract interface that will handle token issuance, validation, and the like. Default value
is com.sun.xml.ws.security.trust.impl.WSTRustContractImpl for issuing
SAML assertions, or click Browse to browse to another contract implementation class.
•Life Time of Issued Tokens : The life span of the token issued by the STS. Default value is 36,000
ms.
•Encrypt Issued Key : Select this option if the issued key should be encrypted using the service
certificate. Default is true.
•Encrypt Issued Token : Select this option if the issued token should be encrypted using the service
certificate. Default is false.
Optionally, to add one or more Service Providers that have a trust relationship with the STS, click
the Add button, and specify the following configuration options:
•Provider Endpoint URI : The endpoint URI of the service provider.
•Certificate Alias : The alias of the certificate of the service provider in the keystore.
•Token Type : The type of token the service provider requires, for example,
urn:oasis:names:tc:SAML1.0:assertion .
•Key Type : The type of key the service provider requires. The choices are public key or symmetric
key. Symmetric key cryptography relies on a shared secret and is usually faster than public key
cryptography. Public key cryptography relies on a key that is made public to all and is primarily
used for encryption but can be used for verifying signatures.
18. Click OK to close the Select STS Service Provider dialog, if open.

Using WSIT Security
146
19. Click OK to close the STS Configuration dialog, if open.
20. Click the Keystore button to configure the keystore.
If you are using the GlassFish stores, click the Load Aliases button and select wssip . Otherwise,
browse to the location of your keystore and enter the relevant information.
Click OK to close the dialog.
21. Right-click the STS Project and select Properties. Select the Run category, and type the fol-
lowing in the Relative URL field: / your_STS Service?wsdl .
22. Run the Project (right-click the Project and select Run). The STS WSDL displays in a browser
window.
Note
If you are receiving compilation errors during the build, you may need to update your
JRE's JAX-WS version to the latest release version. See here [http://metro.java.net/guide/
Using_JAX_WS_2_x___Metro_1_x_2_0_with_Java_SE_6.html#Endorsed_directory] for
more details.
Check Building custom STS to build a custom STS to control the user attributes to be included in the
SAML assertion.
Managing multiple services with Metro based STS
Metro based STS can be used to secure multiple services. One need to register a service provider to an
STS before the issued tokens of the STS can be used for that service.
Each resgisted service comes up as a ServiceProvide in the STSConfiguration:
Example 12.5.
<tc:STSConfiguration
xmlns:tc="http://schemas.sun.com/ws/2006/05/trust/server"
encryptIssuedKey="true" encryptIssuedToken="false">
<tc:LifeTime>36000</tc:LifeTime>
<tc:Contract>com.sun.xml.ws.security.trust.impl.WSTrustContractImpl
</tc:Contract>
<tc:Issuer>SunSTS</tc:Issuer>
<tc:ServiceProviders>
<tc:ServiceProvider endPoint="http://localhost:8080/jaxws-s5/simple">
<tc:CertAlias>bob</tc:CertAlias>
<tc:TokenType>
http://docs.oasis-open.org/wss/oasis-wss-saml-token-profile-1.1
#SAMLV1.1
</tc:TokenType>
</tc:ServiceProvider>
<!-- more service providers -->
</tc:ServiceProviders>
</tc:STSConfiguration>
At the minimum, you need to specify the endpoint as well as the cert alias for each service provider. At
run time, the actual service is identified for each request RST from a client to the STS. The RST contains
an AppliesTo element pointing to the endpoint of the targeted service. On the STS side, the certificate of
the service is used to encrypt the issued tokens and proof keys for the service.

Using WSIT Security
147
With Netbeans, one can add Service Providers to an STS through the configuration panel for STS:
1. Click Configure button besides Act as Secure Token Service (STS).
2. In the STS Configuration panel, click Add
3. In the Select Service Provider panel, add information of the service provider. Note that you must
import the certificate of the service provider to the TrustStore of the STS.
We provide a default Service Provider with endpoint="default". This default setting, working with any
service providers, is for testing purpose only. In a product, you must remove it and add all the service
providers to be secured by the STS. You may also implement STSConfigurationProvider with your own
STSConfiguration and TrustSPMetada to configure STS and register service providers to a deployed STS
at run time.
To Specify an STS on the Service Side
This section discusses how to specify a Security Token Service that can be referenced by the service. On
the service side, you select a security mechanism that includes STS in its title.
The STS itself is secured using a separate (non-STS) security mechanism. The security configuration of
the client-side of this application is dependent upon the security mechanism selected for the STS, and not
on the security mechanism selected for the application.
To specify an STS for the web service, follow these steps.
1. Right-click the node for the web service you want to secure.
2. Select Edit Web Service Attributes.
3. Select the "Version Compatibility" to ".NET 3.5 / Metro 1.3" ( e.g. see Web Service Attributes
Editor Page ) . It will use WS-SX version of all WS-* specifications.
4. Select Secure Service.
5. Select a Security Mechanism that specifies STS from the list.
6. Click Configure to specify the STS information.
7. Type the Issuer Address and/or Issuer Metadata Address.
When the Issuer Address and the Metadata values are the same, you only need to type the
Issuer Address. For the example application, the Issuer Address would be http://local-
host:8080/MySTSProject/MySTSService .
8. Set the Algorithm Suite value so that the algorithm suite value of the service matches the algo-
rithm suite value of the STS. Select 128 if you have not installed Unlimited Strength Encryption.
9. Click OK to close the dialog.
10. Click OK.
A new file is added to the project. To view the WSIT configuration file, expand Web Pages | WEB-
INF, then double-click the file wsit- package-name . service-name .xml and select
the Source page.

Using WSIT Security
148
11. Right-click the project node and select Run to compile the application and deploy it onto Glass-
Fish. A browser will open and display the WSDL file for the application.
To Specify an STS on the Client Side
Once you've determined whether it is required to configure an STS on the client side (see Summary of
Client-Side Configuration Requirements), configure the client Secure Token Service options. To configure
the client-side with STS, you need to configure the clients for the service and STS follow these steps.
1. In the Projects window, expand the node for the web services client.
2. Expand the Web Service References node.
3. Right-click the node for the web service reference for which you want to configure security
options.
4. Select Edit Web Service Attributes.
5. When the Web Service References Attributes Editor is opened, select the Quality of Service
tab.
6. Provide the service's certificate by pointing to an alias in the client truststore. For development
purposes, click the Truststore button,, click the Load Aliases button for the truststore and select
xws-security-server from the Alias list.
•In some instances, NetBeans will not detect that this client is a JSR-196 client, and thus
will require that the truststore entries be manually configured. To do this, follow the steps
in this section.
•Expand the client project node, then expand Source Packages/META-INF.
•Double-click <service-project> ..xml to open it in the Source window. Click the Source tab
to view the code. Find the sc:TrustStore elements. If these elements contain parame-
ters for location and storepass , then just continue to the next section. If not, add
these attributes to this file. The following code shows an example of how these elements
could be specified.
Example 12.6.
<sc:TrustStore
wspp:visibility="private"
location="<GF_HOME>\glassfish\domains\domain1\config\cacerts.jks"
storepass="changeit" peeralias="xws-security-server"/>
7. Expand the Security Token Service node to provide details for the STS to be used. When the
Endpoint and the Metadata values are the same, you only need to enter the Endpoint value. For
the example application you would enter the following value in the Endpoint field: http://
localhost:8080/MySTSProject/MySTSService . For WS Trust Version field, select
1.3 if STS endpoint uses ".NET 3.5 / Metro 1.3" version compatibility. Otherwise use the default
WS Trust Version.
The Endpoint field is a mandatory field. Depending on how you plan to configure the STS, you can
provide either Metadata information or information regarding the WSDL Location, Service Name,
Port Name and Namespace. The examples following this section describe a few potential STS con-
figurations.
8. Click OK to close this dialog.

Using WSIT Security
149
9. The service requires a token to be issued from the STS, which, for the example, is http://
localhost:8080/MySTSProject/MySTSService , with WSDL file http://local-
host:8080/MySTSProject/MySTSService?wsdl . To do this, follow these steps:
a. Right-click the web service client project node and select New | Web Service Client.
The New Web Service Client window appears.
b. Select the WSDL URL option.
c. Cut and paste the URL of the web service that you want the client to consume into the
WSDL URL field. For the tutorial example, the URL for the MySTS web servicen is:
http://localhost:8080/MySTSProject/MySTSService?wsdl
d. Type the package name, for example, org.me.calculator.client.sts , into the
Package field, then click Finish.
The Projects window displays the new web service client.
10. Drill down from the web service client project node to the Web Service References node.
11. Right-click the node for the STS service, and select Edit Web Service Attributes.
12. Select the Quality of Service tab.
13. If required, provide the client's private key by pointing to an alias in the keystore. For devel-
opment purposes, click the Keystore button, click the Load Aliases button, and select xws-
security-client from the Alias list.
14. Verify the STS's certificate by pointing to an alias in the client truststore. For development
purposes, click the Truststore button,, click the Load Aliases button and select wssip from
the Alias list.
•In some instances, NetBeans will not detect that this client is a JSR-196 client, and thus
will require that the keystore and truststore entries be manually configured. To do this,
follow the steps in this section.
•Expand the web services client project node, then Source Packages | META-INF.
•Double-click <sts-service> .xml to open it in the Source window. Click the Source tab to
view the code. Find the sc:KeyStore and/or sc:TrustStore elements. If these ele-
ments contain parameters for location and storepass , then just continue to the next
section. If not, add these attributes to this file. The following code shows an example of how
these elements could be specified.
Example 12.7.
<sc:TrustStore
wspp:visibility="private"
location="<GF_HOME>\glassfish\domains\domain1\config\cacerts.jks"
storepass="changeit" peeralias="wssip"/>
<sc:KeyStore
wspp:visibility="private"
location="<GF_HOME>\glassfish\domains\domain1\config\truststore.jks"
storepass="changeit" alias="xws-security-client"/>
15. If required, enter the default user name and password.

Using WSIT Security
150
If you followed the steps in Adding Users to GlassFish , this will be User Name wsitUser and
Password changeit .
16. Click OK to close this dialog.
17. Compile and run this application by right-clicking the web services client project and selecting
Run.
12.9. Example Applications
The following example applications demonstrate configuring web services and web service clients for dif-
ferent security mechanisms. If you are going to work through the examples sequentially, you must manu-
ally undo the changes to the service and then refresh the client in order for the client to receive the most
recent version of the service's WSDL file, which contains the latest security configuration information.
• Example: Username Authentication with Symmetric Key (UA)
• Example: Username with Digest Passwords
• Example: Mutual Certificates Security (MCS)
• Example: Transport Security (SSL)
• Example: SAML Authorization over SSL (SA)
• Example: SAML Sender Vouches with Certificates (SV)
• Example: STS Issued Token (STS)
• Example: Broker Trust STS (BT)
• Example: STS Issued Token With SecureConversation (STS+SC)
• Example: Kerberos Token (Kerb)
12.9.1. Example: Username Authentication with Symmet-
ric Key (UA)
The section describes the following tasks:
• To Secure the Example Service Application (UA)
• To Secure the Example Web Service Client Application (UA)
To Secure the Example Service Application (UA)
The following example application starts with the example provided in Developing with NetBeans and
demonstrates adding security to both the web service and to the web service client.
For this example, the security mechanism of Username Authentication with Symmetric Key is used to
secure the application. To add security to the service part of the example, follow these steps.
1. Create the CalculatorApplication example by following the steps described in the following
sections of Developing with NetBeans .
a. Creating a Web Service

Using WSIT Security
151
b. Skip the section on adding Reliable Messaging.
c. Deploying and Testing a Web Service (first two steps only, do not run the project yet)
2. Expand CalculatorApplication | Web Services, then right-click the node for the web service
(CalculatorWS) and select Edit Web Service Attributes.
3. Deselect Reliable Messaging if it is selected.
4. In the CalculatorWSPortBinding section, select Secure Service.
5. From the drop-down list for Security Mechanism, select Username Authentication with Sym-
metric Key.
6. Select Use Development Defaults to set up the keystore and truststore files, and to create a user
for this application, if needed.
7. Click OK to close the CalculatorWSService dialog.
A new file is added to the project. To view the WSIT configuration file, expand Web Pages | WEB-
INF, then double-click the file wsit-org.me.calculator.CalculatorWS.xml . This file
contains the security elements within wsp:Policy tags.
An example of this file can be viewed in the tutorial by clicking this link: Service-Side WSIT Con-
figuration Files .
8. Right-click the CalculatorApplication node and select Run. A browser will open and display
the WSDL file for the application.
9. Follow the steps to secure the client application as described in To Secure the Example Web
Service Client Application (UA) .
To Secure the Example Web Service Client Application (UA)
This section demonstrates adding security to the web service client that references the web service created
in the previous section. This web service is secured using the security mechanism described in Username
Authentication with Symmetric Key . When this security mechanism is used with a web service, the web
service client must provide a username and password in addition to specifying the certificate of the server.
To add security to the client that references this web service, complete the following steps.
1. Create the client application by following the steps described in Creating a Client to Consume
a WSIT-Enabled Web Service .
Note
Whenever you make changes on the service, refresh the client so that the client will pick up
the change. To refresh the client, right-click the node for the Web Service Reference for the
client, and select Refresh Client.
2. Expand the node for the web service client application, CalculatorWSServletClient.
3. Expand the Web Service References node.
4. Right-click on CalculatorWSService, select Edit Web Service Attributes.
5. In the Security section of the Quality of Service tab, select Use Development Defaults. Click
OK to close.

Using WSIT Security
152
Note
By default, the user name of wsitUser and the password of changeit will be entered in this
section. If the example doesn't run, make sure that you have a user with this name and pass-
word set up in the file realm of the Application Server or GlassFish, as described in Adding
Users to GlassFish .
6. If you'd like to, in the tree, drill down from the project to Source Packages | META-INF.
Double-click on CalculatorWSService.xml , and verify that lines similar to the following
are present:
Example 12.8.
<wsp:All>
<sc:TrustStore
wspp:visibility="private"
location="<GF_HOME>\glassfish\domains\domain1\config\cacerts.jks"
storepass="changeit" peeralias="xws-security-server"/>
<sc:CallbackHandlerConfiguration wspp:visibility="private">
<sc:CallbackHandler default="wsitUser" name="usernameHandler"/>
<sc:CallbackHandler default="changeit" name="passwordHandler"/>
</sc:CallbackHandlerConfiguration>
</wsp:All>
By selecting Use Development Defaults when securing the service, these values are automatically
generated for you.
An example of this file can be viewed in the tutorial by clicking this link: Client-Side WSIT Config-
uration Files .
7. Right-click the CalculatorWSServletClient node and select Run. The result of the add opera-
tion will display in a browser window.
12.9.2. Example: Username with Digest Passwords
This example is similar to Example: Username Authentication with Symmetric Key (UA) except that
digest passwords (along with Created and Nonce) are used in UsernameToken, and UsernameToken is not
encrypted in the message.
To Secure the Service Application, all the steps remain same, except for step 6. For step 6, do the following:
1. Click on Configure, select Support Hash Passwords. Click OK.
2. Unselect Use Development Defaults, if already selected. Specify the KeyStore. Click on Valida-
tors, and specify the username validator.
The Username Validator created should extend
PasswordValidationCallback.WsitDigestPasswordValidator. Here is a sample UsernameValidator for
Digest passwords.
Example 12.9.
import com.sun.xml.wss.impl.callback.PasswordValidationCallback;
public class SampleWsitDigestPasswordValidator extends
PasswordValidationCallback.WsitDigestPasswordValidator {

Using WSIT Security
153
public void setPassword(PasswordValidationCallback.Request request){
//Get this password from somewhere - for example a JDBC Realm
String passwd = "abcd!1234";
PasswordValidationCallback.DigestPasswordRequest req =
(PasswordValidationCallback.DigestPasswordRequest)request;
req.setPassword(passwd);
}
}
Note
Use of Digest Passwords can be supported for any realm which store plain passwords (not
hashed ones). Currently this is supported for JDBC realm in Glassfish. Or optionally, a user
can write his own custom realm.
The steps for securing the client remain same as in Example: Username Authentication with Symmetric
Key (UA).
12.9.3. Example: Mutual Certificates Security (MCS)
The section describes the following tasks:
• To Secure the Example Service Application (MCS)
• To Secure the Example Web Service Client Application (MCS)
To Secure the Example Service Application (MCS)
The following example application starts with the example provided in Developing with NetBeans and
demonstrates adding security to both the web service and to the web service client.
For this example, the security mechanism of Mutual Certificates Security is used to secure the application.
To add security to the service part of the example, follow these steps.
1. Create the CalculatorApplication example by following the steps described in the following
sections of Developing with NetBeans .
a. Creating a Web Service
b. Skip the section on adding Reliable Messaging.
c. Deploying and Testing a Web Service (first two steps only, do not run the project yet)
2. Expand CalculatorApplication | Web Services, then right-click the node for the web service,
CalculatorWS, and select Edit Web Service Attributes.
3. Deselect Reliable Messaging if it is selected.
4. Select Secure Service.
5. From the drop-down list for Security Mechanism, select Mutual Certificates Security.
6. Select Use Development Defaults.
7. Click OK to close the dialog.
A new file is added to the project. To view the WSIT configuration file, expand Web Pages | WEB-
INF, then double-click the file wsit-org.me.calculator.CalculatorWS.xml . This file
contains the security elements within wsp:Policy tags.

Using WSIT Security
154
8. Right-click the CalculatorApplication node and select Run.
A browser will open and display the WSDL file for the application.
9. Verify that the WSDL file contains the AsymmetricBinding element.
10. Follow the steps to secure the client application as described in To Secure the Example Web
Service Client Application (MCS) .
To Secure the Example Web Service Client Application (MCS)
This section demonstrates adding security to the web service client that references the web service created
in the previous section. This web service is secured using the security mechanism described in Mutual
Certificates Security .
To add security to the client that references this web service, complete the following steps.
1. Create the client application following the steps described in Creating a Client to Consume a
WSIT-Enabled Web Service .
Note
Whenever you make changes on the service, refresh the client so that the client will pick up
the change. To refresh the client, right-click the node for the Web Service Reference for the
client, and select Refresh Client.
2. If you'd like, in the tree, drill down from the project to Source Packages | META-INF. Dou-
ble-click on CalculatorWSService.xml , click the Source tab, and look at the section in
the section <wsp:All> to see the WSIT code that has been added to this configuration file.
3. Compile and run this application by right-clicking the CalculatorWSServletClient node and
selecting Run. The result of the add operation will display in a browser window.
12.9.4. Example: Transport Security (SSL)
This section describes the following tasks:
• To Secure the Example Service Application (SSL)
• To Secure the Example Web Service Client Application (SSL)
To Secure the Example Service Application (SSL)
The following example application starts with the example provided in Developing with NetBeans and
demonstrates adding transport security to both the web service and to the web service client.
For this example, the security mechanism of Transport Security (SSL) is used to secure the application.
To add security to the service part of the example, follow these steps.
1. Create the CalculatorApplication example by following the steps described in the following
sections of Developing with NetBeans :
a. Creating a Web Service
b. Skip the section on adding Reliable Messaging.
c. Deploying and Testing a Web Service (first two steps only, do not run the project yet)

Using WSIT Security
155
2. Expand CalculatorApplication | Web Services, then right-click the node for the web service,
CalculatorWS, and select Edit Web Service Attributes.
3. Deselect Reliable Messaging if it is selected.
4. Select Secure Service.
5. From the drop-down list for Security Mechanism, select Transport Security (SSL).
6. Select Use Development Defaults.
7. Click OK to close the dialog.
A new file is added to the project. To view the WSIT configuration file, expand Web Pages | WEB-
INF, then double-click the file wsit-org.me.calculator.CalculatorWS.xml . This file
contains the security elements within wsp:Policy tags.
8. To require the service to use the HTTPS protocol, security requirements must be specified
in the service's application deployment descriptor, which is web.xml for a web service imple-
mented as a servlet. Selecting Use Development Defaults takes care of this task for you.
To view or change the security information, follow these steps:
a. From your web service application, expand Web Pages | WEB-INF.
b. Double-click web.xml to open it in the editor.
c. Select the Security tab.
d. Expand the Security Constraint named SSL transport for CalculatorWSSer-
vice .
e. A Web Resource Collection named Secure Area contains the URL Pattern to be pro-
tected, /CalculatorWSService//* and the HTTP Methods to be protected, , POST.
f. Unselect Enable Authentication Constraint if it is selected.
g. The Enable User Data Constraint box is checked and CONFIDENTIAL is chosen as the
Transport Guarantee to specify that the application uses SSL.
h. Click the XML tab to view the resulting deployment descriptor additions.
9. Right-click the CalculatorApplication node and select Run. If the server presents its certificate,
s1as, accept this certificate. A browser will open and display the WSDL file for the application.
10. Follow the steps to secure the client application as described in To Secure the Example Web
Service Client Application (SSL) .
To Secure the Example Web Service Client Application (SSL)
This section demonstrates adding security to the web service client that references the web service created
in the previous section. This web service is secured using the security mechanism described in Transport
Security (SSL) .
To add security to the client that references this web service, complete the following steps.
1. Create the client application by following the steps described in Creating a Client to Consume
a WSIT-Enabled Web Service , with the exception that you need to specify the secure WSDL
when creating the Web Service Client.

Using WSIT Security
156
To do this, create the client application up to the step where you create the Servlet (step 5 as of this
writing) by following the steps described in Creating a Client to Consume a WSIT-Enabled Web
Service , with the following exception.
In the step where you are directed to cut and paste the URL of the web service that you want the
client to consume into the WSDL URL field, type https :// fully-qualified-hostname:8181 /Cal-
culatorApplication/CalculatorWSService?wsdl (changes indicated in bold) to indi-
cate that this client should reference the web service using the secure port. The first time you access
this service, accept the certificate (s1as) when you are prompted. This is the server certificate popping
up to confirm its identity to the client.
In some cases, you might get an error dialog telling you that the URL https:// ful-
ly-qualified-hostname :8181/CalculatorApplication/CalculatorWSService?ws-
dl couldn't be downloaded. However, this the correct URL, and it does load when you run the service.
So, when this error occurs, repeat the steps that create the Web Service Client using the secure WSDL.
The second time, the web service reference is created and you can continue creating the client.
Note
If you prefer to use localhost in place of the fully-qualified hostname (FQHN) in this exam-
ple, you must follow the steps in Transport Security (SSL) Workaround .
2. Continue creating the client following the remainder of the instructions in Creating a Client
to Consume a WSIT-Enabled Web Service .
Note
Some users are working through this document and just making the recommended changes
and refreshing the client. For this example, you must create a new client so that you can
specify the secure WSDL to create the correct setup for the client.
Whenever you make changes on the service, refresh the client so that the client will pick up
the change. To refresh the client, right-click the node for the Web Service Reference for the
client, and select Refresh Client.
3. Compile and run this application by right-clicking on the CalculatorWSServletClient node and
selecting Run. The result of the add operation will display in a browser window.
12.9.5. Example: SAML Authorization over SSL (SA)
This section describes the following tasks:
• To Secure the Example Service Application (SA)
• To Secure the Example Web Service Client Application (SA)
To Secure the Example Service Application (SA)
The following example application starts with the example provided in Developing with NetBeans and
demonstrates adding security to both the web service and to the web service client.
For this example, the security mechanism of SAML Authorization over SSL is used to secure the appli-
cation. The steps are similar to the ones described in Example: Username Authentication with Symmetric
Key (UA) , with the addition of the writing of a client-side SAML callback handler to populate the client's
request with a SAML assertion.

Using WSIT Security
157
To add security to the service part of the example, follow these steps.
1. Create the CalculatorApplication example by following the steps described in the following
sections of Developing with NetBeans :
a. Creating a Web Service
b. Skip the section on adding Reliable Messaging.
c. Deploying and Testing a Web Service (first two steps only, do not run the project yet)
2. Expand CalculatorApplication | Web Services, right-click the node for the web service, Calcu-
latorWS, and select Edit Web Service Attributes.
3. Deselect the Reliable Messaging option if it is selected.
4. Select Secure Service.
5. From the drop-down list for Security Mechanism, select SAML Authorization over SSL.
6. Select Use Development Defaults to have the web.xml file modified to include a security con-
straint that forces the use of SSL.
7. Click OK to exit the editor.
A new file is added to the project. To view the WSIT configuration file, expand Web Pages | WEB-
INF, then double-click the file wsit-org.me.calculator.CalculatorWS.xml . This file
contains the security elements within wsp:Policy tags.
8. To require the service to use the HTTPS protocol, security requirements must be specified
in the service's application deployment descriptor, which is web.xml for a web service imple-
mented as a servlet. Selecting Use Development Defaults takes care of this task for you.
To view or change the security information in the deployment descriptor, follow these steps:
a. From your web service application, expand Web Pages | WEB-INF.
b. Double-click web.xml to open it in the editor.
c. Select the Security tab.
d. Expand the Security Constraint named SSL transport for CalculatorWSSer-
vice .
e. A Web Resource Collection named Secure Area contains the URL Pattern to be pro-
tected, /CalculatorWSService//* and the HTTP Methods to be protected, , POST.
f. Unselect Enable Authentication Constraint if it is selected.
g. The Enable User Data Constraint box is checked and CONFIDENTIAL is chosen as the
Transport Guarantee to specify that the application uses SSL.
h. Click the XML tab to view the resulting deployment descriptor additions.
9. Right-click the CalculatorApplication node and select Run. Accept the s1as certificate if you
are prompted to. A browser will open and display the WSDL file for the application.
10. Follow the steps to secure the client application as described in To Secure the Example Web
Service Client Application (SA) .

Using WSIT Security
158
To Secure the Example Web Service Client Application (SA)
This section demonstrates adding security to the web service client that references the web service created
in the previous section. This web service is secured using the security mechanism described in SAML
Authorization over SSL .
To add security to the client that references this web service, complete the following steps.
1. This example uses a non-JSR-109-compliant client for variety. To do this, create the client
application up to the step where you create the Servlet (step 5 as of this writing) by following
the steps described in Creating a Client to Consume a WSIT-Enabled Web Service , with the
following exceptions:
a. In the step where you are directed to cut and paste the URL of the web service that you
want the client to consume into the WSDL URL field, type https:// fully-qualified-host-
name :8181/CalculatorApplication/CalculatorWSService?wsdl , to indi-
cate that this client should reference the web service using the secure port.
The first time you access this service, accept the certificate ( s1as ) when you are prompted.
This is the server certificate popping up to confirm its identity to the client.
In some cases, you might get an error dialog telling you that the URL https:// fully-qual-
ified-hostname :8181/CalculatorApplication/CalculatorWSService?wsdl
couldn't be downloaded. However, this the correct URL, and it does load when you run the
service. So, when this error occurs, repeat the steps that create the Web Service Client using
the secure WSDL. The second time, the web service reference is created and you can continue
creating the client.
Note
If you prefer to use localhost in place of the fully-qualified hostname (FQHN) in
this example, follow the steps in Transport Security (SSL) Workaround .
b. Name the application CalculatorClient (since it's not a servlet.).
2. Instead of creating a client servlet as is described in Creating a Client to Consume a WSIT-
Enabled Web Service , just add the web service operation to the generated index.jsp file to
create a non-JSR-109 client. To do this, perform these steps:
a. If the index.jsp file is not open in the right pane, expand Web Pages, then double-click
index.jsp to open it.
b. Drill down through the Web Service References node until you get to the add operation.
c. Drag the add operation to the line immediately following the following line:
Example 12.10.
<body>
d. Edit the values for i and j if you'd like.
3. Write a SAMLCallback handler for the client side to populate a SAML assertion into the
client's request to the service.
To create the SAMLCallbackHandler , follow these steps:

Using WSIT Security
159
a. Right-click the CalculatorClient node.
b. Select New | Java Package.
c. For Package Name, type xwss.saml and click Finish.
d. Drill down from CalculatorClient | Source Packages | xwss.saml.
e. Right-click xwss.saml and select New | Other.
f. From the Categories list, select Java.
g. From the File Types list, select Empty Java File and click Next.
h. For Class Name, type SamlCallbackHandler and click Finish.
The empty file appears in the IDE.
i. Download the example file SamlCallbackHandler.java from the following URL:
http://xwss.java.net/servlets/
ProjectDocumentList?folderID=6645&expandFolder=6645&folderID=6645
j. Open the file in a text editor.
k. Modify the home variable to provide the hard-coded path to your GlassFish installation.
For example, modify the line:
Example 12.11.
String home = System.getProperty("WSIT_HOME");
to
Example 12.12.
String home = "/home/glassfish";
l. Copy the contents of this file into the SamlCallbackHandler.java window that is
displaying in the IDE.
4. Drill down from CalculatorClient | Web Service References.
5. Right-click CalculatorWSService and select Edit Web Service Attributes.
6. Select the Quality of Service tab of the CalculatorWSService dialog.
7. Unselect Use Development Defaults.
8. Enter the name of the SAML Callback Handler written earlier in this section,
xwss.saml.SamlCallbackHandler , into the SAML Callback Handler field.
9. Click OK to close this dialog.
10. To view the WSIT Configuration options, in the tree, drill down from the project to Source
Packages | META-INF. Double-click CalculatorWSService.xml , click the Source tab,

Using WSIT Security
160
and look for the lines where xwss.saml.SamlCallbackHandler is specified as the SAML
Callback Handler class for the client.
11. Compile and run this application by right-clicking the CalculatorClient node and selecting
Run. The result of the add operation will display in a browser window.
12.9.6. Example: SAML Sender Vouches with Certificates
(SV)
This section describes the following tasks:
• To Secure the Example Service Application (SV)
• To Secure the Example Web Service Client Application (SV)
To Secure the Example Service Application (SV)
The following example application starts with the example provided in Developing with NetBeans and
demonstrates adding security to both the web service and to the web service client.
For this example, the security mechanism of SAML Sender Vouches with Certificates is used to secure
the application. The steps are similar to the ones described in Example: Username Authentication with
Symmetric Key (UA) , with the addition of the writing of a client-side SAML callback handler to populate
the client's request with a SAML assertion.
To add security to the service part of the example, follow these steps.
1. Create the CalculatorApplication example by following the steps described in the following
sections of Developing with NetBeans :
a. Creating a Web Service
b. Skip the section on adding Reliable Messaging.
c. Deploying and Testing a Web Service (first two steps only, do not run the project yet)
2. Expand CalculatorApplication | Web Services, then right-click the node for the web service,
CalculatorWS, and select Edit Web Service Attributes.
3. Deselect the Reliable Messaging option if it is selected.
4. Select Secure Service.
5. From the drop-down list for Security Mechanism, select SAML Sender Vouches with Certifi-
cates.
6. Select Use Development Defaults. This step properly configures the keystore, truststore, and
default user for this security mechanism.
7. Click OK.
A new file is added to the project. To view the WSIT configuration file, expand Web Pages | WEB-
INF, then double-click the file wsit-org.me.calculator.CalculatorWS.xml . This file
contains the security elements within wsp:Policy tags.
8. Right-click the CalculatorApplication node and select Run. Accept the s1as certificate if you
are prompted to.

Using WSIT Security
161
A browser will open and display the WSDL file for the application.
9. Follow the steps to secure the client application as described in To Secure the Example Web
Service Client Application (SV) .
To Secure the Example Web Service Client Application (SV)
This section demonstrates adding security to the web service client that references the web service created
in the previous section. This web service is secured using the security mechanism described in SAML
Sender Vouches with Certificates .
To add security to the client that references this web service, complete the following steps.
1. This example uses a non-JSR-109-compliant client. To do this, create the client application
up to the step where you create the Servlet (step 5 as of this writing) by following the steps
described in Creating a Client to Consume a WSIT-Enabled Web Service , with one exception:
name the application CalculatorClient (since it's not a servlet.).
2. Instead of creating a client servlet as is described in Creating a Client to Consume a WSIT-
Enabled Web Service , just add the web service operation to the generated index.jsp file to
create a non-JSR-109 client. To do this, follow these steps:
a. If the index.jsp file is not open in the right pane, double-click it to open it.
b. Drill down through the Web Service References node until you get to the add operation.
c. Drag the add operation to the line immediately following the following line:
Example 12.13.
<body>
d. Edit the values for i and j if you'd like.
3. Write a SAMLCallback handler for the client side to populate a SAML assertion into the
client's request to the service.
To create the SAMLCallbackHandler , follow these steps:
a. Right-click the CalculatorClient node.
b. Select New | Java Package.
c. For Package Name, type xwss.saml and click Finish.
d. Drill down from CalculatorClient | Source Packages | xwss.saml.
e. Right-click xwss.saml and select New | Other.
f. From the Categories list, select Java.
g. From the File Types list, select Empty Java File and click Next.
h. For Class Name, type SamlCallbackHandler and click Finish.
The empty file appears in the IDE.

Using WSIT Security
162
i. Download the example file SamlCallbackHandler.java from the following URL:
http://xwss.java.net/servlets/
ProjectDocumentList?folderID=6645&expandFolder=6645&folderID=6645
j. Open the file in a text editor.
k. Modify the home variable to provide the hard-coded path to your GlassFish installation.
For example, modify the line:
Example 12.14.
String home = System.getProperty("WSIT_HOME");
to
Example 12.15.
String home = "/home/glassfish";
l. Copy the contents of this file into the SamlCallbackHandler.java window that is
displaying in the IDE.
4. Drill down from CalculatorClient | Web Service References.
5. Right-click on CalculatorWSService and select Edit Web Service Attributes.
6. Select the Quality of Service tab of the CalculatorWSService dialog.
7. In the SAML Callback Handler field, type the name of the class written in step 3 above,
xwss.saml.SamlCallbackHandler .
8. Configure the keys: Click on the keystore button, select the alias "xws-security-client", enter
the password "changeit", in the password field. Submit this dialog; Click on the truststore
button, select the alias "xws-security-server". Submit the dialog.
9. Click OK to close this dialog.
10. In the tree, drill down from the project to Source Packages | META-INF. Dou-
ble-click CalculatorWSService.xml, click the Source tab, and look for that lines where
xwss.saml.SamlCallbackHandler is specified as the SAML Callback Handler class for
the client. In some instances, NetBeans will not correctly specify the keystore and truststore
information for non-JSR-196 clients, and thus will require that the keystore and truststore en-
tries be manually configured. To do this, follow the example in this section.
•Find the sc:KeyStore and sc:TrustStore elements. If these elements contain pa-
rameters for location and storepass in CalculatorWSService.xml, then just continue
to the next step. If not, replace the existing keystore and truststore attributes to include
these parameters. The following code shows an example of how these elements should be
specified.
Example 12.16.
<sc:TrustStore
wspp:visibility="private"

Using WSIT Security
163
location="<GF_HOME>\glassfish\domains\domain1\config\cacerts.jks"
storepass="changeit" peeralias="xws-security-server"/>
<sc:KeyStore
wspp:visibility="private"
location="<GF_HOME>\glassfish\domains\domain1\config\keystore.jks"
storepass="changeit" alias="xws-security-client"/>
11. Compile and run this application by right-clicking the CalculatorClient node and selecting
Run. The result of the add operation will display in a browser window.
12.9.7. Example: STS Issued Token (STS)
This section describes the following tasks:
• To Create and Secure the STS (STS)
• To Secure the Example Service Application (STS)
• To Secure the Example Web Service Client Application (STS)
Another STS example application can be found at the following URL: http://java.net/projects/wsit/sources/
svn/show/trunk/wsit/samples/ws-trust .
To Create and Secure the STS (STS)
To create and secure a Security Token Service for this example, follow these steps.
Note
For development with NetBeans 6.8, there are some temporary setup changes that will need
to be done--see here [http://old.nabble.com/Create-STS-with-Netbeans-6.8-and-Glassfish-V3-
td27597150r0.html] for more details.
1. Create a new project for the STS by selecting File | New Project.
2. Select Java Web, then Web Application, then Next.
3. Type MySTSProject for the Project Name, then Next, then the desired Server. Click Finish.
4. Right-click the MySTSProject node, select New, then select Other.
5. Select Web Services from the Categories list.
6. Select Secure Token Service (STS) from the File Type(s) list, then click Next.
7. Type the name MySTS for the Web Service Class Name.
8. Enter or select org.me.my.sts in the Package field, then click Finish. If prompted to reload
the catalog.xml file, click No.
The IDE takes a while to create the STS. When created, it appears under the project's Web Services
node as MySTSService .
9. The STS wizard creates an implementation of the provider class. To view it, expand Source
Packages, then org.me.my.sts. Double-click MySTS.java to open it in the right pane.
10. In the Projects window, expand the MySTSProject node, then expand the Web Services node.
Right-click the MySTSService[IMySTSService_Port] node and select Edit Web Service At-
tributes to configure the STS.

Using WSIT Security
164
11. Select the "Version Compatibility" to ".NET 3.5 / Metro 1.3" ( e.g. see Web Service Attributes
Editor Page ) . It will use WS-SX version of all WS-* specifications.
12. Select Secure Service if it's not already selected.
13. Verify that the Security Mechanism of Username Authentication with Symmetric Key is se-
lected.
14. Select the Configure button. For Algorithm Suite, verify that Basic128 bit is selected (so that
it matches the value selected for the service.) Select OK to close the configuration dialog.
15. If not already selected, select Act as Secure Token Service (STS).
Note
If you'd like to use an STS other than the default, click the STS Configure button, and click
the Add button to add a different service provider. Click OK to close the STS Configuration
dialog.
16. Click Configure. In the Issuer field, enter MySTS. Click OK to close.
17. Click the Keystore button to provide your keystore with the alias identifying the service cer-
tificate and private key. To do this, click the Load Aliases button, select wssip , then click OK
to close the dialog.
18. Click OK.
A new file is added to the project. To view the WSIT configuration file, expand Configuration Files
| xml-resources | web-services | MySTS | wsdl, then double-click the file MySTSService.wsdl .
This file contains the tc:STSConfiguration element within the wsp:Policy elements..
19. Right-click the MySTSProject tab, select Properties. Select the Run category, and type the
following in the Relative URL field: /MySTSService?wsdl .
20. Run the Project (right-click the project and select Run).
The STS WSDL appears in the browser.
Check Building custom STS to build a custom STS to control the user attributes to be included in the
SAML assertion.
To Secure the Example Service Application (STS)
The following example application starts with the example provided in Developing with NetBeans and
demonstrates adding security to both the web service and to the web service client.
For this example, the security mechanism of STS Issued Token is used to secure the application. The steps
are similar to the ones described in Example: Username Authentication with Symmetric Key (UA) , with
the addition of creating and securing an STS.
To add security to the service part of the example, follow these steps.
1. Create the CalculatorApplication example by following the steps described in the following
sections of Developing with NetBeans .
a. Creating a Web Service

Using WSIT Security
165
b. Skip the section on adding Reliable Messaging.
c. Deploying and Testing a Web Service (first two steps only, do not run the project yet).
2. Expand CalculatorApplication | Web Services, then right-click the node for the web service,
CalculatorWS, and select Edit Web Service Attributes.
3. Select the "Version Compatibility" to ".NET 3.5 / Metro 1.3" ( e.g. see Web Service Attributes
Editor Page ) . It will use WS-SX version of all WS-* specifications.
4. Deselect the Reliable Messaging option if it is selected.
5. Select Secure Service.
6. From the drop-down list for Security Mechanism, select STS Issued Token.
7. Click Configure. For Issuer Address and Issuer Metadata Address, enter http://local-
host:8080/MySTSProject/MySTSService . For Issuer Metadata, enter http://lo-
calhost:8080/MySTSProject/MySTSService/mex
8. For Algorithm Suite, select Basic 128 bit. For Key Size, select 128 (the algorithm suite value
of the service must match the algorithm suite value of the STS). Select OK to close the config-
uration dialog.
Note
If you have configured Unlimited Strength Encryption as described in To Create a Third-
Party STS , you can leave the key size at 256. Otherwise, you must set it to 128.
9. Select Use Development Defaults.
10. Click OK.
A new file is added to the project. To view the WSIT configuration file, expand Web Pages | WEB-
INF, then double-click the file wsit-org.me.calculator.CalculatorWS.xml and select
the Source page. This file contains the security elements within wsp:Policy tags.
11. Right-click the CalculatorApplication node and select Run. This step compiles the application
and deploys it onto GlassFish. A browser will open and display the WSDL file for the applica-
tion.
To Secure the Example Web Service Client Application (STS)
This section demonstrates adding security to the CalculatorApplication's web service client. The service
was secured using the security mechanism described in STS Issued Token .
To add security to the web service client, complete the following steps.
1. Create the client application by following the steps described in Creating a Client to Consume
a WSIT-Enabled Web Service .
Note
Whenever you make changes on the service, refresh the client so that the client will pick up
the change. To refresh the client, right-click the node for the Web Service Reference for the
client, and select Refresh Client.

Using WSIT Security
166
2. Drill down from CalculatorWSServletClient | Web Service References.
3. Right-click CalculatorWSService and select Edit Web Service Attributes, then select the Qual-
ity of Service tab.
4. Provide the client's private key by pointing to an alias in the keystore. To do this, click the
Keystore button, click the Load Aliases button, and select xws-security-client from the
Alias list.
5. Provide the service's certificate by pointing to an alias in the client truststore. To do this, click
the Truststore button,, click the Load Aliases button for the truststore and select xws-secu-
rity-server from the Alias list.
•In some instances, NetBeans will not detect that this client is a JSR-196 client, and thus
will require that the keystore and truststore entries be manually configured. To do this,
follow the steps in this section.
•Expand CalculatorWSServletClient | Source Packages | META-INF.
•Double-click CalculatorWSService.xml to open it in the Source window. Click the Source
tab to view the code. Find the sc:KeyStore and sc:TrustStore elements. If these
elements contain parameters for location and storepass , then just continue to the
next section. If not, add these attributes to this file. The following code shows an example
of how these elements should be specified.
Example 12.17.
<sc:TrustStore
wspp:visibility="private"
location="<GF_HOME>\glassfish\domains\domain1\config\cacerts.jks"
storepass="changeit" peeralias="xws-security-server"/>
<sc:KeyStore
wspp:visibility="private"
location="<GF_HOME>\glassfish\domains\domain1\config\keystore.jks"
storepass="changeit" alias="xws-security-client"/>
6. Expand the Security Token Service node to provide details for the STS to be used. When the
Endpoint and the Metadata values are the same, you only need to enter the Endpoint value. For
the Endpoint field, enter the following value: http://localhost:8080/MySTSProject/MySTSSer-
vice. For WS Trust Version field, select 1.3 if STS endpoint uses ".NET 3.5 / Metro 1.3" version
compatibility. Otherwise use the default WS Trust Version.
7. Click OK to close this dialog.
8. The service requires a token to be issued from the STS at http://localhost:8080/MyST-
SProject/MySTSService , with WSDL file http://localhost:8080/MySTSPro-
ject/MySTSService?wsdl . To do this, follow these steps:
a. Right-click the CalculatorWSServletClient node and select New | Web Service Client.
The New Web Service Client window appears.
b. Select the WSDL URL option.
c. Cut and paste the URL of the web service that you want the client to consume into the
WSDL URL field. For this example, here is the URL for the MySTS web service:
http://localhost:8080/MySTSProject/MySTSService?wsdl

Using WSIT Security
167
d. Type org.me.calculator.client.sts in the Package field, then click Finish.
The Projects window displays the new web service client.
9. Drill down from CalculatorWSServletClient | Web Service References.
10. Right-click MySTSService and select Edit Web Service Attributes.
11. Select the Quality of Service tab of the MySTSService dialog.
12. Provide the client's private key by pointing to an alias in the keystore. To do this, click the
Keystore button, click the Load Aliases button, and select xws-security-client from the
Alias list. If the Keystore button is not selectable, follow the instructions in the next step for
adding the keystore entry manually.
13. Verify the STS's certificate by pointing to an alias in the client truststore. To do this, click the
Truststore button,, click the Load Aliases button and select wssip from the Alias list.
•In some instances, NetBeans will not detect that this client is a JSR-196 client, and thus
will require that the keystore and truststore entries be manually configured. To do this,
follow the steps in this section.
•Expand CalculatorWSServletClient | Source Packages | META-INF.
•Double-click MySTSService.xml to open it in the Source window. Click the Source tab to
view the code. Find the sc:KeyStore and sc:TrustStore elements. If these elements
contain parameters for location and storepass , then just continue to the next section.
If not, add these attributes to this file. The following code shows an example of how these
elements should be specified.
Example 12.18.
<sc:TrustStore
wspp:visibility="private"
location="<GF_HOME>\glassfish\domains\domain1\config\cacerts.jks"
storepass="changeit" peeralias="wssip"/>
<sc:KeyStore
wspp:visibility="private"
location="<GF_HOME>\glassfish\domains\domain1\config\keystore.jks"
storepass="changeit" alias="xws-security-client"/>
14. Enter the default user name and password.
If you followed the steps in Adding Users to GlassFish , this will be User Name wsitUser and
Password changeit .
15. Click OK to close this dialog.
16. Compile and run this application by right-clicking the CalculatorWSServletClient project and
selecting Run. The result of the add operation will display in a browser window.
12.9.8. Example: Broker Trust STS (BT)
Broker Trust STS example illustrates the interaction between client and server of different domains through
STS's of corresponding domains. In this kind of scenarios, STS of different domains must have a trust
relationship between them. Lets take client/STS2 are in domain A, and server/STS1 are in domain B. Here,

Using WSIT Security
168
STS1 is the remote STS on the server domain(B) and STS2 is the local STS on the client domain(B). There
is a trust relationship between STS1 and STS2. Here are steps which client has to follow to comminicate
with server.
•Client wants to communicate with Server.
•Server asks Client to get a token from STS1 to comminicate with it.
•Now Client would like to communicate with remote STS (i.e. STS1).
•STS1 asks Client to get a token from Client's local STS (i.e. STS2) to comminicate with it.
•Now Client sends a request to local STS (i.e. STS2) asking for a token to communicate with STS1.
•STS2 issues a token to Client, which Client uses to comminicate with STS1.
•STS1 issues a token to Client, which Client uses to comminicate with Server.
•Now Client comminicates with server using a token issued by STS1, which Server understands.
This section describes the following tasks:
• To Create and Secure the First STS (BT)
• To Create and Secure the Second STS (BT)
• To Secure the Example Service Application (BT)
• To Secure the Example Web Service Client Application (BT)
To Create and Secure the First STS (BT)
To create and secure a Security Token Service(i.e. Remote STS) for this example, follow these steps.
1. Create a new project for the STS by selecting File | New Project.
2. Select Web, then Web Application, then Next.
3. Type MySTS1Project for the Project Name, then click Finish.
4. Right-click the MySTS1Project node, select New, then select Other.
5. Select Web Services from the Categories list.
6. Select Secure Token Service (STS) from the File Type(s) list, then click Next.
7. Type the name MySTS1 for the Web Service Class Name.
8. Enter or select org.me.my.sts1 in the Package field, then click Finish. If prompted to reload
the catalog.xml file, click No.
The IDE takes a while to create the first STS. When created, it appears under the project's Web
Services node as MySTS1Service .
9. The STS wizard creates an implementation of the provider class. To view it, expand Source
Packages, then org.me.my.sts1. Double-click MySTS1.java to open it in the right pane.
10. In the Projects window, expand the MySTS1Service node, then expand the Web Services node.
Right-click the MySTS1Service[IMySTS1Service_Port] node and select Edit Web Service At-
tributes to configure the STS.

Using WSIT Security
169
11. Select the "Version Compatibility" to ".NET 3.5 / Metro 1.3" ( e.g. see Web Service Attributes
Editor Page ) . It will use WS-SX version of all WS-* specifications.
12. Select Secure Service if it's not already selected.
13. Verify that the Security Mechanism of "STS Issued Token" is selected.
14. Select the Configure button. For Algorithm Suite, verify that Basic128 bit is selected (so that
it matches the value selected for the service.) Select OK to close the configuration dialog.
15. If not already selected, select Act as Secure Token Service (STS).
Note
If you'd like to use an STS other than the default, click the STS Configure button, and click
the Add button to add a different service provider. Click OK to close the STS Configuration
dialog.
16. Click Configure. In the Issuer field, enter MySTS1. Click OK to close.
17. Click the Keystore button to provide your keystore with the alias identifying the service cer-
tificate and private key. To do this, click the Load Aliases button, select wssip , then click OK
to close the dialog.
18. Click OK.
A new file is added to the project. To view the WSIT configuration file, expand Configuration Files |
xml-resources | web-services | MySTS1 | wsdl, then double-click the file MySTS1Service.wsdl
. This file contains the tc:STSConfiguration element within the wsp:Policy elements..
19. Right-click the MySTS1Project tab, select Properties. Select the Run category, and type the
following in the Relative URL field: /MySTS1Service?wsdl .
20. Run the Project (right-click the project and select Run).
The STS WSDL appears in the browser.
To Create and Secure the Second STS (BT)
To create and secure a Security Token Service(i.e. local STS) for this example, follow these steps.
1. Create a new project for the 2nd STS by selecting File | New Project.
2. Select Web, then Web Application, then Next.
3. Type MySTS2Project for the Project Name, then click Finish.
4. Right-click the MySTS2Project node, select New, then select Other.
5. Select Web Services from the Categories list.
6. Select Secure Token Service (STS) from the File Type(s) list, then click Next.
7. Type the name MySTS2 for the Web Service Class Name.
8. Enter or select org.me.my.sts2 in the Package field, then click Finish. If prompted to reload
the catalog.xml file, click No.

Using WSIT Security
170
The IDE takes a while to create the first STS. When created, it appears under the project's Web
Services node as MySTS2Service .
9. The STS wizard creates an implementation of the provider class. To view it, expand Source
Packages, then org.me.my.sts2. Double-click MySTS2.java to open it in the right pane.
10. In the Projects window, expand the MySTS2Service node, then expand the Web Services node.
Right-click the MySTS2Service[IMySTS2Service_Port] node and select Edit Web Service At-
tributes to configure the STS.
11. Select the "Version Compatibility" to ".NET 3.5 / Metro 1.3" ( e.g. see Web Service Attributes
Editor Page ) . It will use WS-SX version of all WS-* specifications.
12. Select Secure Service if it's not already selected.
13. Verify that the Security Mechanism of Username Authentication with Symmetric Key is se-
lected.
14. Select the Configure button. For Algorithm Suite, verify that Basic128 bit is selected (so that
it matches the value selected for the service.) Select OK to close the configuration dialog.
15. If not already selected, select Act as Secure Token Service (STS).
Note
If you'd like to use an STS other than the default, click the STS Configure button, and click
the Add button to add a different service provider. Click OK to close the STS Configuration
dialog.
16. Click Configure. In the Issuer field, enter MySTS2. Click OK to close.
17. Click the Keystore button to provide your keystore with the alias identifying the service cer-
tificate and private key. To do this, click the Load Aliases button, select wssip , then click OK
to close the dialog.
18. Click OK.
A new file is added to the project. To view the WSIT configuration file, expand Configuration Files |
xml-resources | web-services | MySTS2 | wsdl, then double-click the file MySTS2Service.wsdl
. This file contains the tc:STSConfiguration element within the wsp:Policy elements..
19. Right-click the MySTS2Project tab, select Properties. Select the Run category, and type the
following in the Relative URL field: /MySTS2Service?wsdl .
20. Run the Project (right-click the project and select Run).
The STS WSDL appears in the browser.
To Secure the Example Service Application (BT)
The following example application starts with the example provided in Developing with NetBeans and
demonstrates adding security to both the web service and to the web service client.
For this example, the security mechanism of STS Issued Token is used to secure the application. The steps
are similar to the ones described in Example: Username Authentication with Symmetric Key (UA), with
the addition of creating and securing an STS.
To add security to the service part of the example, follow these steps.

Using WSIT Security
171
1. Create the CalculatorApplication example by following the steps described in the following
sections of Developing with NetBeans .
a. Creating a Web Service
b. Skip the section on adding Reliable Messaging.
c. Deploying and Testing a Web Service (first two steps only, do not run the project yet).
2. Expand CalculatorApplication | Web Services, then right-click the node for the web service,
CalculatorWS, and select Edit Web Service Attributes.
3. Select the "Version Compatibility" to ".NET 3.5 / Metro 1.3" ( e.g. see Web Service Attributes
Editor Page ) . It will use WS-SX version of all WS-* specifications.
4. Deselect the Reliable Messaging option if it is selected.
5. Select Secure Service.
6. From the drop-down list for Security Mechanism, select STS Issued Token.
7. Click Configure. For Issuer Address and Issuer Metadata Address, enter http://local-
host:8080/MySTS1Project/MySTS1Service . For Issuer Metadata, enter http://
localhost:8080/MySTS1Project/MySTS1Service/mex
8. For Algorithm Suite, select Basic 128 bit. For Key Size, select 128 (the algorithm suite value
of the service must match the algorithm suite value of the STS). Select OK to close the config-
uration dialog.
Note
If you have configured Unlimited Strength Encryption as described in To Create a Third-
Party STS , you can leave the key size at 256. Otherwise, you must set it to 128.
9. Select Use Development Defaults.
10. Click OK.
A new file is added to the project. To view the WSIT configuration file, expand Web Pages | WEB-
INF, then double-click the file wsit-org.me.calculator.CalculatorWS.xml and select
the Source page. This file contains the security elements within wsp:Policy tags.
11. Right-click the CalculatorApplication node and select Properties. Select the Run category, and
type the following in the Relative URL field: /CalculatorWSService?wsdl .
12. Right-click the CalculatorApplication node and select Run. This step compiles the application
and deploys it onto GlassFish. A browser will open and display the WSDL file for the applica-
tion.
To Secure the Example Web Service Client Application (BT)
This section demonstrates adding security to the CalculatorApplication's web service client. The service
was secured using the security mechanism described in STS Issued Token .
To add security to the web service client, complete the following steps.
1. Create the client application by following the steps described in Creating a Client to Consume
a WSIT-Enabled Web Service .

Using WSIT Security
172
Note
Whenever you make changes on the service, refresh the client so that the client will pick up
the change. To refresh the client, right-click the node for the Web Service Reference for the
client, and select Refresh Client.
2. Drill down from CalculatorWSServletClient | Web Service References.
3. Right-click CalculatorWSService and select Edit Web Service Attributes, then select the Qual-
ity of Service tab.
4. Provide the client's private key by pointing to an alias in the keystore. To do this, click the
Keystore button, click the Load Aliases button, and select xws-security-client from the
Alias list.
5. Provide the service's certificate by pointing to an alias in the client truststore. To do this, click
the Truststore button,, click the Load Aliases button for the truststore and select xws-secu-
rity-server from the Alias list.
•In some instances, NetBeans will not detect that this client is a JSR-196 client, and thus
will require that the keystore and truststore entries be manually configured. To do this,
follow the steps in this section.
•Expand CalculatorWSServletClient | Source Packages | META-INF.
•Double-click CalculatorWSService.xml to open it in the Source window. Click the Source
tab to view the code. Find the sc:KeyStore and sc:TrustStore elements. If these
elements contain parameters for location and storepass , then just continue to the
next section. If not, add these attributes to this file. The following code shows an example
of how these elements should be specified.
Example 12.19.
<sc:TrustStore
wspp:visibility="private"
location="<GF_HOME>\glassfish\domains\domain1\config\cacerts.jks"
storepass="changeit" peeralias="xws-security-server"/>
<sc:KeyStore
wspp:visibility="private"
location="<GF_HOME>\glassfish\domains\domain1\config\keystore.jks"
storepass="changeit" alias="xws-security-client"/>
6. Click OK to close this dialog.
7. The service requires a token to be issued from the first STS (i.e Remote STS) at http://lo-
calhost:8080/MySTS1Project/MySTS1Service , with WSDL file http://local-
host:8080/MySTS1Project/MySTS1Service?wsdl. To do this, follow these steps:
a. Right-click the CalculatorWSServletClient node and select New | Web Service Client.
The New Web Service Client window appears.
b. Select the WSDL URL option.
c. Cut and paste the URL of the web service that you want the client to consume into the
WSDL URL field. For this example, here is the URL for the MySTS1 web service:

Using WSIT Security
173
http://localhost:8080/MySTS1Project/MySTS1Service?wsdl
d. Type org.me.calculator.client.sts1 in the Package field, then click Finish.
The Projects window displays the new web service client.
8. Drill down from CalculatorWSServletClient | Web Service References.
9. Right-click MySTS1Service and select Edit Web Service Attributes.
10. Select the Quality of Service tab of the MySTS1Service dialog.
11. Provide the client's private key by pointing to an alias in the keystore. To do this, click the
Keystore button, click the Load Aliases button, and select xws-security-client from the
Alias list. If the Keystore button is not selectable, follow the instructions in the next step for
adding the keystore entry manually.
12. Verify the STS's certificate by pointing to an alias in the client truststore. To do this, click the
Truststore button,, click the Load Aliases button and select wssip from the Alias list.
•In some instances, NetBeans will not detect that this client is a JSR-196 client, and thus
will require that the keystore and truststore entries be manually configured. To do this,
follow the steps in this section.
•Expand CalculatorWSServletClient | Source Packages | META-INF.
•Double-click MySTSService.xml to open it in the Source window. Click the Source tab to
view the code. Find the sc:KeyStore and sc:TrustStore elements. If these elements
contain parameters for location and storepass , then just continue to the next section.
If not, add these attributes to this file. The following code shows an example of how these
elements should be specified.
Example 12.20.
<sc:TrustStore
wspp:visibility="private"
location="<GF_HOME>\glassfish\domains\domain1\config\cacerts.jks"
storepass="changeit" peeralias="wssip"/>
<sc:KeyStore
wspp:visibility="private"
location="<GF_HOME>\glassfish\domains\domain1\config\keystore.jks"
storepass="changeit" alias="xws-security-client"/>
13. Expand the Security Token Service node to provide details for the second STS(i.e. local
STS) to be used. When the Endpoint and the Metadata values are the same, you only need
to enter the Endpoint value. For the Endpoint field, enter the following value: http://local-
host:8080/MySTS2Project/MySTS2Service. For WS Trust Version field, select 1.3 if STS end-
point uses ".NET 3.5 / Metro 1.3" version compatibility. Otherwise use the default WS Trust
Version.
14. Click OK to close this dialog.
15. The First STS(i.e. Remote STS) requires a token to be issued from the second STS(i.e. local
STS) at http://localhost:8080/MySTS2Project/MySTS2Service , with WSDL file
http://localhost:8080/MySTS2Project/MySTS2Service?wsdl . To do this, fol-
low these steps:

Using WSIT Security
174
a. Right-click the CalculatorWSServletClient node and select New | Web Service Client.
The New Web Service Client window appears.
b. Select the WSDL URL option.
c. Cut and paste the URL of the web service that you want the client to consume into the
WSDL URL field. For this example, here is the URL for the MySTS2 web service:
http://localhost:8080/MySTS2Project/MySTS2Service?wsdl
d. Type org.me.calculator.client.sts2 in the Package field, then click Finish.
The Projects window displays the new web service client.
16. Drill down from CalculatorWSServletClient | Web Service References.
17. Right-click MySTS2Service and select Edit Web Service Attributes.
18. Select the Quality of Service tab of the MySTS2Service dialog.
19. Provide the client's private key by pointing to an alias in the keystore. To do this, click the
Keystore button, click the Load Aliases button, and select xws-security-client from the
Alias list. If the Keystore button is not selectable, follow the instructions in the next step for
adding the keystore entry manually.
20. Verify the STS's certificate by pointing to an alias in the client truststore. To do this, click the
Truststore button,, click the Load Aliases button and select wssip from the Alias list.
•In some instances, NetBeans will not detect that this client is a JSR-196 client, and thus
will require that the keystore and truststore entries be manually configured. To do this,
follow the steps in this section.
•Expand CalculatorWSServletClient | Source Packages | META-INF.
•Double-click MySTS2Service.xml to open it in the Source window. Click the Source tab to
view the code. Find the sc:KeyStore and sc:TrustStore elements. If these elements
contain parameters for location and storepass , then just continue to the next section.
If not, add these attributes to this file. The following code shows an example of how these
elements should be specified.
Example 12.21.
<sc:TrustStore
wspp:visibility="private"
location="<GF_HOME>\glassfish\domains\domain1\config\cacerts.jks"
storepass="changeit" peeralias="wssip"/>
<sc:KeyStore
wspp:visibility="private"
location="<GF_HOME>\glassfish\domains\domain1\config\keystore.jks"
storepass="changeit" alias="xws-security-client"/>
21. Enter the default user name and password.
If you followed the steps in Adding Users to GlassFish , this will be User Name wsitUser and
Password changeit .
22. Click OK to close this dialog.

Using WSIT Security
175
23. Compile and run this application by right-clicking the CalculatorWSServletClient project and
selecting Run. The result of the add operation will display in a browser window.
12.9.9. Example: STS Issued Token With SecureConver-
sation (STS+SC)
This example illustrates, how SecureConversation Token is used to interact with STS. To have a basic idea
of SecureConversation, find this article : Secure Conversations for Web Services With Metro [http://
blogs.sun.com/enterprisetechtips/entry/secure_conversations_for_web_services]
This section describes the following tasks:
• To Create and Secure the STS with SecureConversationToken (STS+SC)
• To Secure the Example Service Application (STS+SC)
• To Secure the Example Web Service Client Application (STS+SC)
To Create and Secure the STS with SecureConversationToken (STS+SC).
Same as provided in To Create and Secure the STS (STS)
To Secure the Example Service Application (STS+SC)
The following example application starts with the example provided in Developing with NetBeans and
demonstrates adding security to both the web service and to the web service client.
For this example, the security mechanism of STS Issued Token is used to secure the application. The steps
are similar to the ones described in Example: Username Authentication with Symmetric Key (UA) , with
the addition of creating and securing an STS.
To add security to the service part of the example, follow these steps.
1. Create the CalculatorApplication example by following the steps described in the following
sections of Developing with NetBeans .
a. Creating a Web Service
b. Skip the section on adding Reliable Messaging.
c. Deploying and Testing a Web Service (first two steps only, do not run the project yet).
2. Expand CalculatorApplication | Web Services, then right-click the node for the web service,
CalculatorWS, and select Edit Web Service Attributes.
3. Select the "Version Compatibility" to ".NET 3.5 / Metro 1.3" ( e.g. see Web Service Attributes
Editor Page ) . It will use WS-SX version of all WS-* specifications.
4. Deselect the Reliable Messaging option if it is selected.
5. Select Secure Service.
6. From the drop-down list for Security Mechanism, select STS Issued Token.
7. Click Configure. For Issuer Address and Issuer Metadata Address, enter http://local-
host:8080/MySTSProject/MySTSService . For Issuer Metadata, enter http://lo-
calhost:8080/MySTSProject/MySTSService/mex

Using WSIT Security
176
8. Select the Configure button and do the following :
For Algorithm Suite, verify that Basic128 bit is selected (so that it matches the value selected
for the service.)
Check the Establish Secure Session (Secure Conversation) check box to enable the secure con-
versaion feature
Note
If you have configured Unlimited Strength Encryption as described in To Create a Third-
Party STS , you can leave the key size at 256. Otherwise, you must set it to 128.
Select OK to close the configuration dialog.
9. Select Use Development Defaults.
10. Click OK.
A new file is added to the project. To view the WSIT configuration file, expand Web Pages | WEB-
INF, then double-click the file wsit-org.me.calculator.CalculatorWS.xml and select
the Source page. This file contains the security elements within wsp:Policy tags.
11. Right-click the CalculatorApplication node and select Run. This step compiles the application
and deploys it onto GlassFish. A browser will open and display the WSDL file for the applica-
tion.
To Secure the Example Web Service Client Application (STS+SC).
Same as provided in To Secure the Example Web Service Client Application (STS)
12.9.10. Example: Kerberos Token (Kerb)
This section contains the steps for running a Kerberos Token Profile-based WS Security scenario. Kerberos
support was added to Metro in 1.1 release. The Netbeans support for configuring a Kerberos Token based
secure web service is available from Metro 1.3 and Netbeans 6.5.
For an article discussing using Kerberos with WSIT, go to Building Kerberos-Based Secure Services Us-
ing Metro [http://blogs.sun.com/enterprisetechtips/entry/building_kerberos_based_secure_services]. This
article has a sample application, but does not use Netbeans IDE.
The section describes the following tasks:
• To Set Up Your System for Kerberos Profile
• To Secure the Example Service Application (Kerb)
• To Secure the Example Web Service Client Application (Kerb)
To Set Up Your System for Kerberos Profile.
If your system is not already set up to use Kerberos, refer to the steps mentioned in Configuring Kerberos
for Glassfish and Tomcat.
To Secure the Example Service Application (Kerb)
The following example application starts with the example provided in Developing with NetBeans and
demonstrates adding security to both the web service and to the web service client.

Using WSIT Security
177
For this example, a Kerberos token is used to secure the application. To add security to the service part
of the example, follow these steps.
1. Create the CalculatorApplication example by following the steps described in the following
sections of Developing with NetBeans.
a. Creating a Web Service
b. Skip the section on adding Reliable Messaging.
c. Deploying and Testing a Web Service (first two steps only, do not run the project yet)
2. Expand CalculatorApplication | Web Services, then right-click the node for the web service
(CalculatorWS) and select Edit Web Service Attributes.
3. Deselect Reliable Messaging if it is selected.
4. In the CalculatorWSPortBinding section, select Secure Service.
5. From the drop-down list for Security Mechanism, select Symmetric Binding with Kerberos
Tokens.
6. Select Kerberos button, and specify the Login Module to be used for the service. For details on
Login Module to specify refer Configuring Kerberos for Glassfish and Tomcat.
Figure 12.8. Kerberos Configuration Attributes - Service
7. Click OK to close the CalculatorWSService dialog.
Expand Web Pages | WEB-INF, then double-click the file wsit-
org.me.calculator.CalculatorWS.xml to open it in the edit window.The Binding level
policy looks like: (This section of code has been formatted to fit the page)
Example 12.22.
<wsp:Policy wsu:Id="IFinancialService_policy">
<wsp:ExactlyOne>
<wsp:All>
<wsaws:UsingAddressing
xmlns:wsaws="http://www.w3.org/2006/05/addressing/wsdl"/>
<sp:SymmetricBinding>
<wsp:Policy>
<sp:ProtectionToken>
<wsp:Policy>

Using WSIT Security
178
<sp:KerberosToken
sp:IncludeToken="http://docs.oasis-open.org/
ws-sx/ws-securitypolicy/200702/IncludeToken/Once">
<wsp:Policy>
<sp:WssGssKerberosV5ApReqToken11/>
</wsp:Policy>
</sp:KerberosToken>
</wsp:Policy>
</sp:ProtectionToken>
<sp:Layout>
<wsp:Policy>
<sp:Strict/>
</wsp:Policy>
</sp:Layout>
<sp:IncludeTimestamp/>
<sp:OnlySignEntireHeadersAndBody/>
<sp:AlgorithmSuite>
<wsp:Policy>
<sp:Basic128/>
</wsp:Policy>
</sp:AlgorithmSuite>
</wsp:Policy>
</sp:SymmetricBinding>
<sp:Wss11>
<wsp:Policy>
<sp:MustSupportRefKeyIdentifier/>
<sp:MustSupportRefIssuerSerial/>
<sp:MustSupportRefThumbprint/>
<sp:MustSupportRefEncryptedKey/>
</wsp:Policy>
</sp:Wss11>
<sc:KerberosConfig xmlns:
sc="http://schemas.sun.com/2006/03/wss/server"
loginModule="KerberosServer"/>
</wsp:All>
</wsp:ExactlyOne>
</wsp:Policy>
8. Right-click the CalculatorApplication node and select Run. A browser will open and display
the WSDL file for the application.
If the application doesn't build, expand CalculatorApplication | Web Pages | WEB-INF, and dou-
ble-click web.xml to open it in the right pane. Select the Security tab, and remove any existing
security constraints. Then run the project again.
9. Follow the steps to secure the client application as described in To Secure the Example Web
Service Client Application (Kerb).
To Secure the Example Web Service Client Application (Kerb)
This section demonstrates adding security to the web service client that references the web service created
in the previous section. . This section also assumes that Kerberos environment has already been setup on
the system. Refer to Configuring Kerberos for Glassfish and Tomcat for more details.
To add security to the client that references this web service, complete the following steps.
1. Create the client application by following the steps described in Creating a Client to Consume
a WSIT-Enabled Web Service.

Using WSIT Security
179
Note
Whenever you make changes on the service, refresh the client so that the client will pick up
the change. To refresh the client, right-click the node for the Web Service Reference for the
client, and select Refresh Client.
2. Expand the node for the web service client application, CalculatorWSServletClient.
3. Expand the Web Service References node.
4. Right-click on CalculatorWSService, select Edit Web Service Attributes.
5. Expand the Web Service References node.
6. In the Security section of the Quality of Service tab, select Kerberos. Specify Login Module,
Service Principal and check the box if credentials should be delegated.
Specify the Login Module to the one you created in login.conf file for the client in the section Con-
figuring Kerberos for Glassfish and Tomcat, and the service principal for which the ticket needs to
be obtained.
Kerberos support in Metro security supports credential delegation from client to service, such that
the server can initiate other security contexts on behalf of the client. This feature is useful for single
sign-on in a multi-tier environment. Select the checkbox for credential delegation.
Note
At the service, we can obtain the delegated credentials from the Sub-
ject [http://download.oracle.com/javase/6/docs/api/javax/security/auth/Subject.html] of
the authenticated user. The PrivateCredential set of the will have
the delegated client credentials (as GSSCredential [http://download.oracle.com/
javase/6/docs/api/org/ietf/jgss/GSSCredential.html]). We can pass this GSSCre-
dential to GSSManager [http://download.oracle.com/javase/6/docs/api/org/ietf/jgss/
GSSManager.html].createContext() pretending to be the client.
Also, the PublicCredential set of the authenticated Subject will always have
KerberosPrincipal [http://download.oracle.com/javase/6/docs/api/javax/security/auth/ker-
beros/KerberosPrincipal.html] corresponding to the client.

Using WSIT Security
180
Figure 12.9. Kerberos Configuration Attributes - Client
7. Right-click the CalculatorWSServletClient node and select Run. The result of the add opera-
tion will display in a browser window.
Note
If your client is a Java SE client, you need to set the following system properties while
running your client code:
Example 12.23.
-Djava.security.policy=${glassfish.home}/domains/domain1/config/
server.policy
-Djava.security.auth.login.config=${glassfish.home}/domains/
domain1/config/login.conf
If it is WebApp deployed on glassfish, nothing else needs to be done.

181
Chapter 13. WSIT Security Features:
Advanced: Topics
Table of Contents
13.1. Using Security Mechanisms ...................................................................................... 181
13.2. Understanding WSIT Configuration Files ..................................................................... 182
13.2.1. Service-Side WSIT Configuration Files ............................................................. 182
13.2.2. Client-Side WSIT Configuration Files ............................................................... 185
13.3. Security Mechanism Configuration Options .................................................................. 187
13.4. Building custom STS ............................................................................................... 191
13.4.1. Handling Claims with Metro STS .................................................................... 192
13.5. Handling Token and Key Requirements at Run Time ..................................................... 193
13.6. Advanced Usages of STS in Security .......................................................................... 196
13.6.1. Token Caching and Sharing ............................................................................ 196
13.6.2. ActAs and Identity Delegation ......................................................................... 197
13.1. Using Security Mechanisms
The security mechanism that you need to select reflects the commonly available infrastructure between
your organization and another organization with which you will be communicating. The following list
provides some common communication issues that need to be addressed using security mechanisms:
• Asymmetric binding is used for message protection. This binding has two binding specific token prop-
erties: the initiator token and the recipient token. If the message pattern requires multiple messages, this
binding defines that the initiator token is used for the message signature from initiator to the recipient,
and for encryption from recipient to initiator. The recipient token is used for encryption from initiator
to recipient, and for the message signature from recipient to initiator.
• Some organizations have a Kerberos infrastructure, while other organizations have a PKI infrastructure
(asymmetric binding). WS-Trust allows two communicating parties having different security infrastruc-
ture to communicate securely with one another. In this scenario, the client authenticates with a third
party (STS) using its infrastructure. The STS returns a (digitally-signed) SAML token containing au-
thorization and authentication information regarding the client, along with a key. The client then simply
relays the token to the server and uses the STS-supplied key to ensure integrity and confidentiality of
the messages sent to the server.
Note
Kerberos is supported in Metro since 1.1 release. Netbeans support is available for Kerberos
from Metro 1.3 and Netbeans 6.5 release.
• Symmetric binding is used for message protection. This binding has two binding specific token proper-
ties: encryption token and signature token. If the message pattern requires multiple messages, this bind-
ing defines that the encryption token used from initiator to recipient is also used from recipient to initia-
tor. Similarly, the signature token used from initiator to recipient is also used from recipient to initiator.
In some cases, the client does not have its own certificates. In this case, the client can choose a security
mechanism that makes use of symmetric binding and could use a Username token as a signed support-

WSIT Security Fea-
tures: Advanced: Topics
182
ing token for authentication with the server. The symmetric binding in this case serves the purpose of
integrity and confidentiality protection.
• In the absence of a notion of secure session, the client would have to reauthenticate with the server upon
every request. In this situation, if the client is sending a Username token, the client will be asked for
its username and password on each request, or, if the client is sending a certificate, the validity of the
certificate has to be established with every request. This is expensive! Enable Secure Conversation to
remove the requirement for re-authentication.
• The use of the same session key (Secure Conversation) for repeated message exchanges is sometimes
considered a risk. To reduce that risk, enable Require Derived Keys.
• RSA Signatures (signatures with public-private keys) is more expensive than Symmetric Key signatures.
Use the Secure Conversation option to enable Symmetric Key signatures.
• Enabling WSS 1.1 enables an encrypted key generated by the client to be reused by the server in the
response to the client. This saves the time otherwise required to create a Symmetric Key, encrypt it with
the client public key (which is also an expensive RSA operation), and transmit the encrypted key in the
message (it occupies markup and requires Base64 operations).
13.2. Understanding WSIT Configuration Files
When a web service or a web service client are configured for WSIT features, this information is saved
in WSIT Configuration files. The following sections discuss the WSIT configuration files for the service
and for the client:
• Service-Side WSIT Configuration Files
• Client-Side WSIT Configuration Files
13.2.1. Service-Side WSIT Configuration Files
WSIT features are configured on a web service in the following way:
1. Right-click the web service in NetBeans IDE.
2. Select Edit Web Service Attributes.
3. Select and/or configure the appropriate WSIT features on the Quality Of Service Configuration tab for
the web service. Many of the WSIT features are discussed in Using WSIT Security.
4. Select OK to close the dialog.
5. Run the web application by right-clicking the project node and selecting Run Project.
The service-side WSIT Configuration file that is used when the web service is deployed can be viewed by
expanding the Web Pages | WEB-INF elements of the application in the tree, and then double-clicking the
wsit-package.service.xml file to open it in the editor.
For the example application Example: Username Authentication with Symmetric Key (UA), the WSIT
configuration file for the service is named wsit-org.me.calculator.CalculatorWS.xml, and
looks like this:
Example 13.1.
<?xml version="1.0" encoding="UTF-8"?>
<definitions
xmlns="http://schemas.xmlsoap.org/wsdl/"

WSIT Security Fea-
tures: Advanced: Topics
183
xmlns:wsdl="http://schemas.xmlsoap.org/wsdl/"
xmlns:xsd="http://www.w3.org/2001/XMLSchema"
xmlns:soap="http://schemas.xmlsoap.org/wsdl/soap/"
name="CalculatorWSService"
targetNamespace="http://calculator.me.org/"
xmlns:tns="http://calculator.me.org/"
xmlns:wsp="http://schemas.xmlsoap.org/ws/2004/09/policy"
xmlns:wsu="http://docs.oasis-open.org/wss/2004/01/
oasis-200401-wss-wssecurity-utility-1.0.xsd"
xmlns:wsaws="http://www.w3.org/2005/08/addressing"
xmlns:sp="http://schemas.xmlsoap.org/ws/2005/07/securitypolicy"
xmlns:sc="http://schemas.sun.com/2006/03/wss/server"
xmlns:wspp="http://java.sun.com/xml/ns/wsit/policy">
<message name="add"/>
<message name="addResponse"/>
<portType name="CalculatorWS">
<operation name="add">
<input message="tns:add"/>
<output message="tns:addResponse"/>
</operation>
</portType>
<binding name="CalculatorWSPortBinding" type="tns:CalculatorWS">
<wsp:PolicyReference URI="#CalculatorWSPortBindingPolicy"/>
<operation name="add">
<input>
<wsp:PolicyReference
URI="#CalculatorWSPortBinding_add_Input_Policy"/>
</input>
<output>
<wsp:PolicyReference
URI="#CalculatorWSPortBinding_add_Output_Policy"/>
</output>
</operation>
</binding>
<service name="CalculatorWSService">
<port name="CalculatorWSPort" binding="tns:CalculatorWSPortBinding"/>
</service>
<wsp:Policy wsu:Id="CalculatorWSPortBindingPolicy">
<wsp:ExactlyOne>
<wsp:All>
<wsaws:UsingAddressing
xmlns:wsaws="http://www.w3.org/2006/05/addressing/wsdl"/>
<sp:SymmetricBinding>
<wsp:Policy>
<sp:ProtectionToken>
<wsp:Policy>
<sp:X509Token sp:IncludeToken=
"http://schemas.xmlsoap.org/ws/2005/07/
securitypolicy/IncludeToken/Never">
<wsp:Policy>
<sp:WssX509V3Token10/>
</wsp:Policy>
</sp:X509Token>
</wsp:Policy>
</sp:ProtectionToken>
<sp:Layout>
<wsp:Policy>
<sp:Strict/>
</wsp:Policy>
</sp:Layout>
<sp:IncludeTimestamp/>
<sp:OnlySignEntireHeadersAndBody/>
<sp:AlgorithmSuite>

WSIT Security Fea-
tures: Advanced: Topics
184
<wsp:Policy>
<sp:Basic128/>
</wsp:Policy>
</sp:AlgorithmSuite>
</wsp:Policy>
</sp:SymmetricBinding>
<sp:Wss11>
<wsp:Policy>
<sp:MustSupportRefKeyIdentifier/>
<sp:MustSupportRefIssuerSerial/>
<sp:MustSupportRefThumbprint/>
<sp:MustSupportRefEncryptedKey/>
</wsp:Policy>
</sp:Wss11>
<sp:SignedSupportingTokens>
<wsp:Policy>
<sp:UsernameToken
sp:IncludeToken="http://schemas.xmlsoap.org/
ws/2005/07/securitypolicy/
IncludeToken/AlwaysToRecipient">
<wsp:Policy>
<sp:WssUsernameToken10/>
</wsp:Policy>
</sp:UsernameToken>
</wsp:Policy>
</sp:SignedSupportingTokens>
<sc:KeyStore wspp:visibility="private"
alias="xws-security-server"/>
</wsp:All>
</wsp:ExactlyOne>
</wsp:Policy>
<wsp:Policy wsu:Id="CalculatorWSPortBinding_add_Input_Policy">
<wsp:ExactlyOne>
<wsp:All>
<sp:EncryptedParts>
<sp:Body/>
</sp:EncryptedParts>
<sp:SignedParts>
<sp:Body/>
<sp:Header Name="To"
Namespace="http://www.w3.org/2005/08/addressing"/>
<sp:Header Name="From"
Namespace="http://www.w3.org/2005/08/addressing"/>
<sp:Header Name="FaultTo"
Namespace="http://www.w3.org/2005/08/addressing"/>
<sp:Header Name="ReplyTo"
Namespace="http://www.w3.org/2005/08/addressing"/>
<sp:Header
Name="MessageID" Namespace=
"http://www.w3.org/2005/08/addressing"/>
<sp:Header
Name="RelatesTo" Namespace=
"http://www.w3.org/2005/08/addressing"/>
<sp:Header Name="Action"
Namespace="http://www.w3.org/2005/08/addressing"/>
<sp:Header Name="AckRequested"
Namespace="http://schemas.xmlsoap.org/ws/2005/02/rm"/>
<sp:Header Name="SequenceAcknowledgement"
Namespace="http://schemas.xmlsoap.org/ws/2005/02/rm"/>
<sp:Header Name="Sequence"
Namespace="http://schemas.xmlsoap.org/ws/2005/02/rm"/>
</sp:SignedParts>
</wsp:All>

WSIT Security Fea-
tures: Advanced: Topics
185
</wsp:ExactlyOne>
</wsp:Policy>
<wsp:Policy wsu:Id="CalculatorWSPortBinding_add_Output_Policy">
<wsp:ExactlyOne>
<wsp:All>
<sp:EncryptedParts>
<sp:Body/>
</sp:EncryptedParts>
<sp:SignedParts>
<sp:Body/>
<sp:Header Name="To"
Namespace="http://www.w3.org/2005/08/addressing"/>
<sp:Header Name="From"
Namespace="http://www.w3.org/2005/08/addressing"/>
<sp:Header Name="FaultTo"
Namespace="http://www.w3.org/2005/08/addressing"/>
<sp:Header Name="ReplyTo"
Namespace="http://www.w3.org/2005/08/addressing"/>
<sp:Header Name="MessageID"
Namespace="http://www.w3.org/2005/08/addressing"/>
<sp:Header Name="RelatesTo"
Namespace="http://www.w3.org/2005/08/addressing"/>
<sp:Header Name="Action"
Namespace="http://www.w3.org/2005/08/addressing"/>
<sp:Header Name="AckRequested"
Namespace="http://schemas.xmlsoap.org/ws/2005/02/rm"/>
<sp:Header Name="SequenceAcknowledgement"
Namespace="http://schemas.xmlsoap.org/ws/2005/02/rm"/>
<sp:Header Name="Sequence"
Namespace="http://schemas.xmlsoap.org/ws/2005/02/rm"/>
</sp:SignedParts>
</wsp:All>
</wsp:ExactlyOne>
</wsp:Policy>
</definitions>
13.2.2. Client-Side WSIT Configuration Files
WSIT features are configured on the client in the following way:
1. Expand the Web Service Reference node for the web service client in NetBeans IDE.
2. Select Edit Web Service Attributes.
3. Select and/or configure the appropriate WSIT features on the Quality Of Service tab for the web service
client. Many of the WSIT features are discussed in Using WSIT Security.
4. Select OK to close the dialog.
5. Run the web service client by right-clicking the project node and selecting Run Project.
The WSIT Configuration information can be viewed by expanding Source Packages | META-INF in Net-
Beans IDE for the client project. This directory contains two files: serviceService.xml and wsit-
client.xml.
The serviceService.xml file is an XML file that must conform to the WSDL specifica-
tion. The WSIT configuration is written to this file. For the example application Example: User-
name Authentication with Symmetric Key (UA), the WSIT configuration file for the client is named
CalculatorWSService.xml, and looks like this:

WSIT Security Fea-
tures: Advanced: Topics
186
Example 13.2.
<?xml version="1.0" encoding="UTF-8"?>
<!-- Published by JAX-WS RI at http://jax-ws.java.net. RI's version
is JAX-WS RI 2.1.2_01-hudson-189-. --><!-- Generated by JAX-WS
RI at http://jax-ws.java.net. RI's version is JAX-WS RI
2.1.2_01-hudson-189-. -->
<definitions
xmlns:wsu=
"http://docs.oasis-open.org/wss/2004/01/oasis-200401-wss-wssecurity-
utility-1.0.xsd"
xmlns:wsp="http://schemas.xmlsoap.org/ws/2004/09/policy"
xmlns:soap="http://schemas.xmlsoap.org/wsdl/soap/"
xmlns:tns="http://calculator.me.org/"
mlns:xsd="http://www.w3.org/2001/XMLSchema"
xmlns="http://schemas.xmlsoap.org/wsdl/"
targetNamespace="http://calculator.me.org/"
name="CalculatorWSService"
xmlns:sc="http://schemas.sun.com/2006/03/wss/client"
xmlns:wspp="http://java.sun.com/xml/ns/wsit/policy"
xmlns:tc="http://schemas.sun.com/ws/2006/05/trust/client">
<wsp:UsingPolicy></wsp:UsingPolicy>
<types>
<xsd:schema>
<xsd:import namespace="http://calculator.me.org/"
schemaLocation="http://localhost:8080/CalculatorApplication/
CalculatorWSService?xsd=1">
</xsd:import>
</xsd:schema>
</types>
<message name="add">
<part name="parameters" element="tns:add"></part>
</message>
<message name="addResponse">
<part name="parameters" element="tns:addResponse"></part>
</message>
<portType name="CalculatorWS">
<operation name="add">
<input message="tns:add"></input>
<output message="tns:addResponse"></output>
</operation>
</portType>
<binding name="CalculatorWSPortBinding" type="tns:CalculatorWS">
<wsp:PolicyReference URI="#CalculatorWSPortBindingPolicy"/>
<soap:binding transport="http://schemas.xmlsoap.org/
soap/http" style="document"></soap:binding>
<operation name="add">
<soap:operation soapAction=""></soap:operation>
<input>
<soap:body use="literal"></soap:body>
</input>
<output>
<soap:body use="literal"></soap:body>
</output>
</operation>
</binding>
<service name="CalculatorWSService">
<port name="CalculatorWSPort" binding="tns:CalculatorWSPortBinding">
<soap:address location="http://localhost:8080/
CalculatorApplication/CalculatorWSService">
</soap:address>
</port>

WSIT Security Fea-
tures: Advanced: Topics
187
</service>
<wsp:Policy wsu:Id="CalculatorWSPortBindingPolicy">
<wsp:ExactlyOne>
<wsp:All>
<sc:KeyStore
wspp:visibility="private"
location="c:\Sun\glassfish\domains\domain1\config\keystore.jks"
storepass="changeit" alias="xws-security-client"/>
<sc:TrustStore
wspp:visibility="private"
location="c:\Sun\glassfish\domains\domain1\config\cacerts.jks"
storepass="changeit"
peeralias="xws-security-server"/>
<tc:PreconfiguredSTS wspp:visibility="private"/>
<sc:CallbackHandlerConfiguration wspp:visibility="private">
<sc:CallbackHandler default="wsitUser"
name="usernameHandler"/>
<sc:CallbackHandler default="changeit"
name="passwordHandler"/>
</sc:CallbackHandlerConfiguration>
</wsp:All>
</wsp:ExactlyOne>
</wsp:Policy>
</definitions>
The wsit-client.xml file imports the serviceService.xml file. For the example shown about,
the wsit-client.xml file looks like this:
Example 13.3.
<?xml version="1.0" encoding="UTF-8"?>
<definitions
xmlns="http://schemas.xmlsoap.org/wsdl/"
xmlns:wsdl="http://schemas.xmlsoap.org/wsdl/"
xmlns:xsd="http://www.w3.org/2001/XMLSchema"
xmlns:soap="http://schemas.xmlsoap.org/wsdl/soap/"
name="mainclientconfig">
<import location="CalculatorWSService.xml"
namespace="http://calculator.me.org/"/>
</definitions>
When running the client, these two files will need to be in the classpath, either at the classpath root (i.e.,
build/classes) or in a META-INF directory under the classpath root.
13.3. Security Mechanism Configuration Op-
tions
The following fields shown in Security Mechanism Configuration Options are used to configure different
security policies. Not every option is available for every mechanism, but many of the policies include
the same configuration options, so they are grouped here for the purposes of defining them in one central
location.
Table 13.1. Security Mechanism Configuration Options
Option Description
Algorithm Suite This attribute specifies the algorithm suite required for performing
cryptographic operations with symmetric or asymmetric key-based se-
curity tokens. An algorithm suite specifies actual algorithms and al-

WSIT Security Fea-
tures: Advanced: Topics
188
Option Description
lowed key lengths. A mechanism alternative will define what algo-
rithms are used and how they are used. The value of this attribute is
typically referenced by a security binding and is used to specify the
algorithms used for all cryptographic operations performed under the
security binding. The default value is Basic 128 bit.
Some of the algorithm suite settings require that Unlimited Strength-
Encryption be configured in the Java Runtime Environment (JRE),
particularly the algorithm suites that use 256 bit encryption. Instruc-
tions for downloading and configuring unlimited strength encryption
can be found at the following URLS:
http://www.oracle.com/technetwork/java/javase/tech/
index-jsp-136007.html
http://java.sun.com/javase/downloads/index_jdk5.jsp#docs
Read the OASIS specification WS-Security Policy section on Security
Binding Properties for more description of the components for each of
these algorithm suites. A link to this document can be found at http://
wsit.java.net/.
Encrypt Before Signing If selected, specifies that the order of message protection is to encrypt
the SOAP content, then sign the entire SOAP body. Encryption key
and signing key must be derived from the same source key.
If not selected, the default behavior is Sign Before Encrypt.
Encrypt Signature Specifies whether the signature must be encrypted. If selected, the pri-
mary signature must be encrypted and any signature confirmation el-
ements must also be encrypted. If not selected (the default), the pri-
mary signature must not be encrypted and any signature confirmation
elements must not be encrypted.
Enable EPR Identity This feature enables the service to produce its public key in the
wsdl.Clients who wants to consume the service can use this pub-
lic key to encrypt messages and hence they do not need to speci-
fy the peerAlias in their configuration, but still TrustStore config-
uration is needed to validate the certificate. Current Netbeans ver-
sions do not support the UI to configure this.So for a detailed de-
scription about this feature and to know how to configure this ,
please visit the blog: http://blogs.sun.com/SureshMandalapu/en-
try/support_of_endpoint_references_with [http://blogs.sun.com/
SureshMandalapu/entry/support_of_endpoint_references_with]
Securing only some of the WS op-
erations With latest metro we can secure only required operations in a service
unlike in the older version where we have to secure either all or no
operations.This means the security is at binding level , but not at oper-
ation level.But with latest metro , the security policies can be specified
for individual operations,thus we can secure only required operations
in a service
For a detailed description and how to configure this , please
go through the blog: http://blogs.sun.com/SureshMandalapu/en-

WSIT Security Fea-
tures: Advanced: Topics
189
Option Description
try/support_of_binding_assertions_at [http://blogs.sun.com/Suresh-
Mandalapu/entry/support_of_binding_assertions_at]
Establish Secure Session (Secure
Conversation) Secure Conversation enables a consumer and provider to establish a
shared security context when a multiple-message-exchange sequence
is first initiated. Subsequent messages use (possibly derived) session
keys that increase the overall security while reducing the security pro-
cessing overhead for each message.
In the absence of a notion of secure session, the client would have to
reauthenticate with the server upon every request. In this situation, if
the client is sending a Username token, it has to authenticate on every
request, or, if the client is sending a certificate, the validity of the cer-
tificate has to be established on every request. This is expensive. En-
able Secure Conversation to get over this requirement for re-authen-
tication.
When this option and Require Derived Keys are both enabled, a de-
rived key will be used. If not, the original session key will be used.
Note on Secure Conversation with Reliable Message Delivery: Re-
liable Messaging can be used independently of the security mecha-
nisms; however, when Reliable Messaging (RM) is used with a secu-
rity mechanism, it requires the use of Secure Conversation, which will
be automatically configured for a security mechanism when Reliable
Messaging is selected before the security mechanism is selected. If
Secure Conversation is selected for a security mechanism and the Re-
liable Messaging option was not selected before the security mecha-
nism was specified, Reliable Messaging will need to be manually se-
lected in order for Secure Conversation to work. Reliable messaging,
as well as the Advanced configuration options and Deliver Messages
in Exact Order feature, is discussed in Using Reliable Messaging.
Issuer Address This optional element specifies the address of the issuer (STS) that
will accept the security token that is presented in the message. This
element's type is an endpoint reference. An STS contains a set of in-
terfaces to be used for the issuance, exchange, and validation of secu-
rity tokens. An example that creates and uses an STS can be found at
Example: STS Issued Token (STS).
For example, a Metro STS Issuer Address might be:
http://localhost:8080/jaxws-sts/sts
An examle WCF STS Issuer Address might be:
http://131.107.72.15/ \
Security_Federation_SecurityTokenService_Indigo/ \
Symmetric.svc/ \
Scenario_5_IssuedTokenForCertificate_MutualCertificate11
Issuer Metadata Address Specifies the address (URLs) from which to retrieve the issuer meta-
data. For example, a Metro STS Issuer Metadata Address might be:
http://localhost:8080/jaxws-sts/sts

WSIT Security Fea-
tures: Advanced: Topics
190
Option Description
For a WCF STS the Issuer Metadata Address might be:
http://131.107.72.15/ \
Security_Federation_SecurityTokenService_Indigo/ \
Symmetric.svc
For more information, read Configuring A Secure Token Service
(STS).
Key Type Applicable for Issued Token mechanisms only. The type of key the
service provider desires. The choices are public key or symmetric key.
Symmetric key cryptography relies on a shared secret and is usually
faster than public key cryptography. Public key cryptography relies on
a key that is made public to all and is primarily used for encryption
but can be used for verifying signatures.
Key Size Applicable for Issued Token mechanisms only. The size of the sym-
metric key requested, specified in number of bits. This is a request,
and, as such, the requested security token is not obligated to use the
requested key size, nor is the STS obligated to issue a token with the
same key size. That said, the recipient should try to use a key at least as
strong as the specified value if possible. The information is provided
as an indication of the desired strength of the security. Valid choices
include 128, 192, and 256.
Require Client Certificate Select this option to require that a client certificate be provided to the
server for verification.
If you are using a security mechanism with SSL, a client certificate
will be required by the server both during its initial handshake and
again during verification.
Require Derived Keys
Require Derived Keys for:
Issued Token, Secure Session,
X509 Token
A derived key is a cryptographic key created from a password or other
user data. Derived keys allow applications to create session keys as
needed, eliminating the need to store a particular key. The use of the
same session key (for example, when using Secure Conversation) for
repeated message exchanges is sometimes considered a risk. To reduce
that risk, enable Require Derived Keys.
Require Signature Confirmation When the WSS Version is 1.1, select this option to reduce
the risk of attacks because signature confirmation indicates that
the responder has processed the signature in the request. For
more information, read section 8.5, Signature Confirmation, of the
Web Services Security: SOAP Message Security 1.1 specification
at http://www.oasis-open.org/committees/download.php/16790/wss-
v1.1-spec-os-SOAPMessageSecurity.pdf.
SAML Version Specifies which version of the SAML token should be used. The
SAML Version is something the CallbackHandler has to verify,
not the security runtime. SAML tokens are defined in WSS: SAML
Token Profile documents, available from http://www.oasis-open.org/
specs/index.php.
For an example that uses SAML Callbacks, refer to Example: SAML
Authorization over SSL (SA).

WSIT Security Fea-
tures: Advanced: Topics
191
Option Description
Security Header Layout Specifies which layout rules to apply when adding items to the security
header. The options are:
•Strict: Items are added to the security header following the general
principle of "declare before using".
•Lax: Items are added to the security header in any order that con-
forms to WSS: SOAP Message Security. However, WSIT follows
Strict even when Lax is selected.
•Lax (Timestamp First or Last): The same as for Lax, except
that the first or last item in the security header must be a
wsse:Timestamp.
Examples of the layout rules are described in the OASIS WS-Se-
curityPolicy specification, a link to which can be found at http://
wsit.java.net/.
Supporting Token Specifies the type of supporting token to be used. Supporting Tokens
are included in the security header and may sign and/or encrypt ad-
ditional message parts. Valid options for supporting tokens include
X.509 tokens, Username tokens, SAML tokens, or an Issued Token
from an STS.
For more information on these options, read Supporting Token Op-
tions.
Token Type The type of SAML token the service provider requires, for exam-
ple, urn:oasis:names:tc:SAML1.0:assertion.Choices
are 1.0, 1.1, or 2.0.
WSS Version Specifies which version of the Web Services Security specification
should be followed, 1.0 or 1.1. These specifications can be viewed
from http://www.oasis-open.org/specs/index.php.
Enabling WSS 1.1 enables an encrypted key generated by the client
to be reused by the Server in the response to the client. This saves the
time otherwise required to create a Symmetric Key during the course
of response, encrypt it with the client public key (which is also an ex-
pensive RSA operation), and transmit the encrypted key in the mes-
sage (it occupies markup and requires Base64 operations). Enabling
WSS 1.1 also enables encrypted headers.
13.4. Building custom STS
It is described in section 11.8 (To Create a Third-Party STS) how to build a WS-Trust Security Token
Service (STS). Thus created STS can be configured to authenticate the client with username/passwords,
X.509 certificates, etc. and to issue either SAML 1.0 or SAML 2.0 assertions. By default the issued SAML
tokens will contain an SAML AttributeStatement with the user authenticated identity to the STS and a
dummy attribute.
In practice, users may have different identities when using different web services. For authorization or
privacy purposes, different user identity and/or user attributes (e.g. role or authorization code) are required
to be included in the issued SAML assertion for a service.

WSIT Security Fea-
tures: Advanced: Topics
192
WSIT provides an interface com.sun.xml.ws.api.security.trust.STSAttributeProvider for use in plugging
user identity/attribute mappings into an STS. The implementation class of the STSAttributeProvider
is exposed to the system with the standard ServiceFinder mechanism, i.e. using a file META-INF/
services/com.sun.xml.ws.api.security.trust.STSAttributeProvider in the classpath. The file contains the
names of STSAttributeProvider implementation classes, one per line. The mapped user identity/attributes
will be picked up when creating SAML assertions.
Here are the steps for creating a custom STSAttributeProvider and plugging it into an STS created from
NetBeans:
1. Use NetBeans to To Create a Third-Party STS.
2. Create an MySTSAttributeProvider implementation class in the same package as the STS implemen-
tation class which extends the BaseSTSImpl.
3. Create a directory META-INF/services in the src/java directory.
4. Create a file with name com.sun.xml.ws.api.security.trust.STSAttributeProvider with content the path
to the class MySTSAttributeProvider (e.g. org.me.sts.MySTSAttributeProvider). Then place this file
in the src/java/META-INF/services directory.
5. Run the NetBeans STS project. Your STS will now use your custom attribute provider in creating the
SAML assertions.
As a reference, here [http://java.net/projects/wsit/sources/svn/content/trunk/wsit/samples/ws-trust/ba-
sic/src/common/MySTSAttributeProvider.java?rev=6860] is a sample STSAttributeProvider.
13.4.1. Handling Claims with Metro STS
In WS-SecurityPolicy, an IssuedToken policy assertion may carry an optional wst:Claims element, to
specify the actual claims required to access the service. Here is an example of IssuedToken policy asser-
tions with Claims:
Example 13.4.
<sp:IssuedToken sp:IncludeToken="...">
<Issuer xmlns="...">
<Address xmlns="http://www.w3.org/2005/08/addressing">...</Address>
</Issuer>
<sp:RequestSecurityTokenTemplate
xmlns:t="http://schemas.xmlsoap.org/ws/2005/02/trust">
<t:TokenType>urn:oasis:names:tc:SAML:2.0:assertion</t:TokenType>
<t:KeyType>http://schemas.xmlsoap.org/ws/2005/02/trust/SymmetricKey
</t:KeyType>
<t:KeySize>256</t:KeySize>
<t:Claims Dialect="http://schemas.xmlsoap.org/ws/2005/05/identity"
xmlns:ic="http://schemas.xmlsoap.org/ws/2005/05/identity">
<ic:ClaimType
Uri="http://.../ws/2005/05/identity/claims/givenname"/>
<ic:ClaimType Uri="http://.../ws/2005/05/identity/claims/surname"
Optional="true"/>
</wst:Claims>
</sp:RequestSecurityTokenTemplate>
</sp:IssuedToken>
With Oasis standard versions of WS-SecurityPolicy 1.2 and WS-Trust 1.3, syntax is different for Claims,
where it is defined as a top level sub-element of IssuedToken, in stead of a sub-element of RequestSecu-
rityTokenTemplate:

WSIT Security Fea-
tures: Advanced: Topics
193
Example 13.5.
<sp:IssuedToken sp:IncludeToken="...">
<Issuer xmlns="...">
<Address xmlns="http://www.w3.org/2005/08/addressing">...</Address>
</Issuer>
<t:Claims Dialect="http://schemas.xmlsoap.org/ws/2005/05/identity"
xmlns:ic="http://schemas.xmlsoap.org/ws/2005/05/identity">
<ic:ClaimType Uri="http://.../ws/2005/05/identity/claims/givenname"/>
<ic:ClaimType Uri="http://.../ws/2005/05/identity/claims/surname"
Optional="true"/>
</wst:Claims>
<sp:RequestSecurityTokenTemplate
xmlns:t="http://schemas.xmlsoap.org/ws/2005/02/trust">
<t:TokenType>urn:oasis:names:tc:SAML:2.0:assertion</t:TokenType>
<t:KeyType>http://schemas.xmlsoap.org/ws/2005/02/trust/SymmetricKey
</t:KeyType>
<t:KeySize>256</t:KeySize>
</sp:RequestSecurityTokenTemplate>
</sp:IssuedToken>
On the client side, the Claims, together with all the elements in the RequestSecurityTokenTemplate, is
copied into the request message RST to the STS.
With Metro based STS, the Claims will then be available in the STSAttributeProvider, for use to build the
user attributes to be included in the issued SAML assertion.
In your implementation of the method, getClaimedAttributes(Subject subject, String appliesTo, String
tokenType, Claims claims), one may parse the Claims to obtain the ClaimTypes with the following codes:
Example 13.6.
String dialect = claims.getDialect();
List<Object> claimTypes = claims.getAny();
for (Object claimType : claimsTypes){
Element ctElement = (Element) claimType;
// parsing ctElement according to the dialect to get claim types
...
}
Once you parse the Claims, you may create the attributes accordingly. The attributes returned from the
STSAttributeProvider is available in the STSTokenProvider through:
Example 13.7.
(Map<QName, List<String>>)
ctx.getOtherProperties().get(IssuedTokenContext.CLAIMED_ATTRUBUTES);
for you to build into your issued SAML assertions.
See also Handling Token and Key Requirements at Run Time for how to inject Claims on the client side
at run time.
13.5. Handling Token and Key Requirements at
Run Time
In the general model for using STS issued tokens to securing Web services, a service side IssuedToken
policy assertion is used to specify the STS information (STS endpoint, STS MEX endpoint, etc) and the

WSIT Security Fea-
tures: Advanced: Topics
194
token requirements (token type, key type, claims, etc). Alternatively, a client side PreConfiguredSTS as-
sertion can be used to specify the local STS. Only one STS can be specified in PreconfiguredSTS. In this
way, the process to go to STS to obtain the issued toke and subsequently use it with the messages to the
service was handled by Metro transparently to the users.
Now with Metro 2.0, one may also inject STS information and issued token requirements programmati-
cally at run time on the client side. This This gives the users more control of the its identity and security
information to be used to access a service, hence open up for building more interesting and important
applications with Metro.
General steps for managing run time configuration:
1. Use existing STSIssuedTokenConfiguration for run-time configuration, e.g.
Example 13.8.
DefaultSTSIssuedTokenConfiguration config = new
DefaultSTSIssuedTokenConfiguration();
Claims claims = ...
config.setClaims(claims);
2. Use Web Service Feature to inject STSIssuedTokenConfiguration into the system:
Example 13.9.
STSIssuedTokenFeature feature = new STSIssuedTokenFeature(config);
3. STSIssuedTokenFeature is used when creating port from the Service:
Example 13.10.
CalculatorWS port = service.getCalculatorWSPort(new WebServiceFeature[]
{feature});
4. The entries in IssuedToken policy assertion in services WSDL is available through
Example 13.11.
configure.getOtherOptions().get(STSIssuedTokenConfiguration.ISSUED_TOKEN);
This allows the users to select STS at run time according to the service requirements.
While it is more or less straight forward with TokenType, KeyType, etc., it requires extra effort for man-
aging Claims requirement at run time:
1. Claims are defined as an extensible element in the WS-SecurityPolicy spec:
Example 13.12.
<wst:Claims Dialect="http://schemas.xmlsoap.org/ws/2005/05/identity"
xmlns:wst="http://docs.oasis-open.org/ws-sx/ws-trust/200512">
</wst:Claims>
2. It is up to the applications and profiles of WS-Trust to define the content of the Claims. So you need
to implement com.sun.xml.ws.api.security.trust.Claims to manage claims in your environment. Here
is a sample [http://java.net/projects/wsit/sources/svn/content/trunk/wsit/samples/ws-trust/runtime/src/
common/MyClaims.java?rev=6860] for managing claim types of the following form:

WSIT Security Fea-
tures: Advanced: Topics
195
Example 13.13.
<wst:Claims Dialect="http://schemas.xmlsoap.org/ws/2005/05/identity"
xmlns:wst="http://docs.oasis-open.org/ws-sx/ws-trust/200512"
xmlns:ic="http://schemas.xmlsoap.org/ws/2005/05/identity">
<ic:ClaimType
Uri="http://schemas.xmlsoap.org/ws/2005/05/identity/claims/locality"/
>
<ic:ClaimType
Uri="http://schemas.xmlsoap.org/ws/2005/05/identity/claims/role"/>
</wst:Claims>
3. Make run time requirement for claim types on the client side:
Example 13.14.
DefaultSTSIssuedTokenConfiguration config = new
DefaultSTSIssuedTokenConfiguration();
STSIssuedTokenFeature feature = new STSIssuedTokenFeature(config);
org.me.calculator.client.CalculatorWS port = service
.getCalculatorWSPort(new WebServiceFeature[]{feature});
int i = Integer.parseInt(request.getParameter("value1"));
int j = Integer.parseInt(request.getParameter("value2"));
config.setTokenType("urn:oasis:names:tc:SAML:1.0:assertion");
MyClaims claims = new MyClaims();
claims.addClaimType(MyClaims.ROLE);
config.setClaims(claims);
int result = port.add(i, j)
In general, you may need to supply your own STSIssuedTokenConfiguration in following cases:
1. The client has to go through multiple STS in a trust chain across security domains to access the service.
2. The client needs to select the STS and/or to provide token and key parameters to the STS at run time,
according to which service it tries to access and the requirement from the service.
To create a custom configuration class which extends STSIssuedTokenConfiguration:
1. You may get the targeted service endpoint at run time through
Example 13.15.
getOtherOptions().get(STSIssuedTokenCOnfiguration.APPLIES_TO);
2. Similarly, you may get an instance of STSIssuedTokenConfiguration, which captures entries from the
IssuedToken policy assertion for the targeted service, through
Example 13.16.
getOtherOptions().get(STSIssuedTokenCOnfiguration.ISSUED_TOKEN);
3. The entries in the IssuedToken policy and in the client side PreConfiguredSTS take high priorities
which cannot be override at run time.
4. Different run time entries should be supplied for different services.

WSIT Security Fea-
tures: Advanced: Topics
196
13.6. Advanced Usages of STS in Security
The following sections discuss some features for advanced usages of STS in securing Web services with:
• Token Caching and Sharing
• ActAs and Identity Delegation
13.6.1. Token Caching and Sharing
Here is a description of how this is supported in Metro:
1. The services to be accessed with the same token must share the same certificate.
2. Only issued tokens from the same STS are shared.
3. Caching and sharing issued tokens can be enabled for each service instance by configuration
To enable this for a service proxy, you need to add attribute shareToken="true" in the wsit-client.xml or
the file referenced by it for the proxy:
Example 13.17.
<t:PreConfiguredSTS
xmlns:t="http://schemas.sun.com/ws/2006/05/trust/client"
shareToken="true">
</t:PreConfiguredSTS>
To illustrate the usage, you may find a stand alone sample here [http://java.net/projects/wsit/sources/svn/
show/trunk/wsit/samples/ws-trust/share?rev=6860]. This sample contains 4 parts for client, STS, Service,
and Service1. Each service is configured to use the STS issued token to access. On the client side, the
client instances for Service and Service1 are configured to be in the circle to share the issued tokens from
the STS. The client calls Service first, then Service1. You will see that the client goes to the STS to get
the token to access Service, and then to call Service1 without going to the STS but use the token obtained
in calling Service.
Here is a description on how to managing the lifetime and renewing of the issued tokens:
1. The client can request for the life time of an issued token through configuration with a subelement
LifeTime of PreConfiguredSTS:
Example 13.18.
<t:PreConfiguredSTS
xmlns:t="http://schemas.sun.com/ws/2006/05/trust/client"
shareToken="true">
<t:LifeTime>3600</LifeTime>
</t:PreConfiguredSTS>
or programmatically with STSIssuedTokenConfiguration:
Example 13.19.
config.getOtherOptions().put(STSIssuedTokenConfiguration.LIFE_TIME,
Integer.valueOf(3600));

WSIT Security Fea-
tures: Advanced: Topics
197
The value is used to construct the Lifetime element in the RST to the STS:
Example 13.20.
<trust:Lifetime>
<wsu:Created xmlns:wsu="...">2007-10-31T18:39:23.548Z</wsu:Created>
<wsu:Expires xmlns:wsu="...">2007-11-01T02:39:23.548Z</wsu:Expires>
</trust:Lifetime>
2. By default, an exception is thrown if the token cached to be used on the client side is expired.
3. One can enable to automatically request for a new token for an expired token by configuration with
attribute renewExpiredToken in PreConfiguredSTS:
Example 13.21.
<t:PreConfiguredSTS
xmlns:t="http://schemas.sun.com/ws/2006/05/trust/client"
shareToken="true"
renewExpiredToken="true">
<t:LifeTime>3600</LifeTime>
</t:PreConfiguredSTS>
or programmatically with STSIssuedTokenConfiguration:
Example 13.22.
config.getOtherOptions()
.put(STSIssuedTokenConfiguration.RENEW_EXPIRED_TOKEN, "true");
13.6.2. ActAs and Identity Delegation
We provide support for ActAs introduced in WS-Truts 1.4 in Metro 2.0

WSIT Security Fea-
tures: Advanced: Topics
198
Figure 13.1. ActAs and Identity Delegation
This feature is better illustrated by the sample here [http://java.net/projects/wsit/sources/svn/show/trunk/
wsit/samples/ws-trust/delegate?rev=6860]
1. The Client send a request to the STS. The request message carries the username/password of the user
and is secured with the STS certificate.
2. The STS issues an SAML assertion containing the username (e.g. Alice) as subject id and role attribute
(see src\common\SampleSTSAttributeProvider). Then it send a response message with the issued token
to the Client.
3. The client send a request to the Service. The message carries the SAML assertion from the previous
step for authentication and secured with the Service certificate.
4. The Service send a request to the STS. The message contains the username/password (bob/bob) of the
Service, the SAML assertion received from the user in the previous step in an ActAs element in the
body (RST), and is secure with the STS certificate (see src\fs\ simple\server\FSImpl.java. The ActAs
token is injected into the request using the STSIssuedTokenFeture). It means to ask for an issued token
with it the Service can access the Service 1, acting as the user.
5. The STS issues an (act as) SAML assertion which contains the Service id (bob) in the Subject, and
attribute ActAs with the user name (e.g. Alice), and role attribute for the user (see src\common\Sam-
pleSTSAttributeProvider). It then send a response message with the issued token to the Service.
6. The Service sand a request to the Service 1. The message carries the act as SAML from the previous
step and is secured with the Service 1 certificate. The Service 1 check the act as SAML assertion (see
src\common\SampleSamlValidator.java) and understands it is the Service who made the request act
as the user.
7. The Service 1 send a response to the Service.
8. The Service sends a response to the Client.

WSIT Security Fea-
tures: Advanced: Topics
199
Common issues and solutions:
1. When a custom SAML assertion validator is used, the SAML assertion is not available in the Subject.
In this case, you need to use the extended version com.sun.xml.wss.impl.callback.SamlValidator and
to add explicitly the DOM based saml assertion to the public credentials of the Subject in your imple-
mentation of the method
Example 13.23.
validate(XMLStreamReader assertion, Map runtimeProps,
Subject clientSubject)
and
validate(Element assertion, Map runtimeProps, Subject clientSubject)
in the interface.
2. ActAs is not called in your custom STSAttributeProvider:
You need to use the WSTrustContractImpl for your STS as specified in the STSConfiguration in the
sts wsdl:
Example 13.24.
<tc:STSConfiguration
xmlns:tc="http://schemas.sun.com/ws/2006/05/trust/server"
sencryptIssuedKey="true" encryptIssuedToken="false">
<tc:LifeTime>36000</tc:LifeTime>
<tc:Contract>com.sun.xml.ws.security.trust.impl.WSTrustContractImpl
</tc:Contract>
...
</tc:STSConfiguration>
If you use Netbenas to create STS, IssueSAMLTokenContractImpl is set by default. You need to change
it to WSTrustContractImpl for "ActAs" support.

200
Chapter 14. WSIT Example Using a
Web Container Without NetBeans IDE
Table of Contents
14.1. Environment Configuration Settings ............................................................................ 200
14.1.1. Setting the Web Container Listener Port ............................................................ 200
14.1.2. Setting the Web Container Home Directory ....................................................... 201
14.2. WSIT Configuration and WS-Policy Assertions ............................................................ 201
14.3. Creating a Web Service without NetBeans ................................................................... 201
14.3.1. Creating a Web Service From Java ................................................................... 202
14.3.2. Creating a Web Service From WSDL ............................................................... 204
14.4. Building and Deploying the Web Service ..................................................................... 206
14.4.1. Building and Deploying a Web Service Created From Java ................................... 206
14.4.2. Building and Deploying a Web Service Created From WSDL ................................ 207
14.4.3. Deploying the Web Service to a Web Container ................................................. 207
14.4.4. Verifying Deployment ................................................................................... 208
14.5. Creating a Web Service Client ................................................................................... 208
14.5.1. Creating a Client from Java ............................................................................ 209
14.5.2. Creating a Client from WSDL ......................................................................... 210
14.6. Building and Deploying a Client ................................................................................ 211
14.7. Running a Web Service Client ................................................................................... 211
14.8. Undeploying a Web Service ...................................................................................... 212
14.1. Environment Configuration Settings
Before you can build and run the samples in this tutorial, you need to complete the following tasks:
• Setting the Web Container Listener Port
• Setting the Web Container Home Directory
14.1.1. Setting the Web Container Listener Port
The Java code and configuration files for the examples used in this tutorial assume that the web container
is listening on IP port 8080. Port 8080 is the default listener port for both GlassFish (domain1) and Tomcat.
If you have changed the port, you must update the port number in the following files before building and
running the examples:
•wsit-enabled-fromjava/etc/wsit-fromjava.server.AddNumbersImpl.xml
•wsit-enabled-fromjava/etc/custom-schema.xml
•wsit-enabled-fromjava/etc/custom-client.xml
•wsit-enabled-fromjava/etc/build.properties
•wsit-enabled-fromwsdl/etc/custom-client.xml
•wsit-enabled-fromwsdl/etc/build.properties

WSIT Example Using a Web Con-
tainer Without NetBeans IDE
201
14.1.2. Setting the Web Container Home Directory
Before you build and deploy the web service and its client, set one of the following environment variables:
• If you are using GlassFish, set the AS_HOME environment variable to the top-level directory of Glass-
Fish.
• If you are using Tomcat, set the CATALINA_HOME environment variable to the top-level directory of
Tomcat.
14.2. WSIT Configuration and WS-Policy Asser-
tions
WSIT features are enabled and configured using a mechanism defined by the Web Services Policy Frame-
work (WS-Policy) specification. A web service expresses its requirements and capabilities through poli-
cies embedded in the service's WSDL description. A web service consumer, or client, verifies that it can
handle the expressed requirements and, optionally, uses server capabilities advertised in policies.
Each individual WSIT technology, such as Reliable Messaging, Addressing, or Secure Conversation, pro-
vides a set of policy assertions it can process. Those assertions provide the necessary configuration details
to the WSIT runtime to enable proper operation of the WSIT features used by a given web service. The
assertions may specify particular configuration settings or rely on default settings that are predetermined
by the specific technology. For instance, in the snippet shown below, the wsrm:InactivityTimeout
setting is optional and could be omitted. The following snippet shows WS-Policy assertions for WS-Ad-
dressing and WS-Reliable Messaging:
Example 14.1. Sample WS-Policy expression
<wsp:Policy wsu:Id="AddNumbers_policy">
<wsp:ExactlyOne>
<wsp:All>
<wsaw:UsingAddressing/>
<wsrm:RMAssertion>
<wsrm:InactivityTimeout Milliseconds="600000"/>
</wsrm:RMAssertion>
</wsp:All>
</wsp:ExactlyOne>
</wsp:Policy>
This snippet is valid in either a WSIT configuration file (wsit-package.service.xml) or in a Web
Services Description Language (WSDL) file. Java-first web services use the WSIT configuration file,
while WSDL-first web services rely exclusively on the policy elements in the WSDL file. This particular
snippet is from the WSIT configuration file in the example, wsit-enabled-fromjava/etc/wsit-
fromjava.server.AddNumbersImpl.xml.
14.3. Creating a Web Service without NetBeans
You can create a web service starting from Java code or starting from a WSDL file. The following sections
describe each approach:
• Creating a Web Service From Java
• Creating a Web Service From WSDL

WSIT Example Using a Web Con-
tainer Without NetBeans IDE
202
14.3.1. Creating a Web Service From Java
One way to create a web service application is to start by coding the endpoint in Java. If you are developing
your Java web service from scratch or have an existing Java class you wish to expose as a web service,
this is the most direct approach.
The Java API for XML Web Services (JAX-WS) 2.0 Specification, JSR-224, relies heavily on the use of
annotations as specified in A Metadata Facility for the Java Programming Language (JSR-175) and Web
Services Metadata for the Java Platform (JSR-181), as well as additional annotations defined by the JAX-
WS 2.0 specification.
The web service is written as a normal Java class. Then the class and its exposed methods are annotated
with the web service annotations @WebService and @WebMethod. The following code snippet shows
an example:
Example 14.2.
@WebService
public class AddNumbersImpl {
@WebMethod(action="addNumbers")
public int addNumbers(int number1, int number2)
throws AddNumbersException {
if (number1 < 0 || number2 < 0) {
throw new AddNumbersException(
"Negative number can't be added!",
"Numbers: " + number1 + ", " + number2);
}
return number1 + number2;
}
}
When developing a web service from scratch or based on an existing Java class, WSIT features are enabled
using a configuration file. That file, wsit-package.service.xml, is written in WSDL format. An
example configuration file can be found in the accompanying samples:
Example 14.3.
wsit-enabled-fromjava/etc/wsit-fromjava.server.AddNumbersImpl.xml
The settings in the wsit-package.service.xml file are incorporated dynamically by the WSIT run-
time into the WSDL it generates for the web service. So when a client requests the web service’s WSDL, the
runtime embeds any publicly visible policy assertions contained in the wsit-package.service.xml
file into the WSDL. For the example wsit-fromjava.server.AddNumbersImpl.xml in the
sample discussed in this tutorial, the Addressing and Reliable Messaging assertions are part of the WSDL
as seen by the client.
Note
The wsit-package.service.xml file must be in the WEB-INF sub-directory of the
application’s WAR file when it is deployed to the web container. Otherwise, the WSIT run-time
environment will not find it.
To create a web service from Java, create the following files:
• These files define the web service and the WSIT configuration for the service, which are discussed in
the sections below.

WSIT Example Using a Web Con-
tainer Without NetBeans IDE
203
• Web Service Implementation Java File
• wsit-package.service.xml File
•AddNumbersException.java
•custom-schema.xml
•sun-jaxws.xml
•web.xml
• These files are standard files required for JAX-WS. Examples of these files are provided in the wsit-
enabled-fromjava sample directory.
•AddNumbersException.java
•custom-schema.xml
•sun-jaxws.xml
•web.xml
• These files are standard in any Ant build environment. Examples of these files are provided in the
wsit-enabled-fromjava sample directory.
•build.xml
•build.properties
14.3.1.1. Web Service Implementation Java File
The sample files define a web service that takes two integers, adds them, and returns the result. If one of
the integers is negative, an exception is thrown.
The starting point for developing a web service that uses the WSIT technologies is a Java class file anno-
tated with the javax.jws.WebService annotation. The @WebService annotation defines the class
as a web service endpoint.
The following file (wsit-enabled-fromjava/src/fromja-
va/serverAddNumbersImpl.java) implements the web service interface.package
fromjava.server;
Example 14.4.
import javax.jws.WebService;
import javax.jws.WebMethod;
@WebService
public class AddNumbersImpl {
@WebMethod(action="addNumbers")
public int addNumbers(int number1, int number2)
throws AddNumbersException {
if (number1 < 0 || number2 < 0) {
throw new AddNumbersException(
"Negative number cannot be added!",
"Numbers: " + number1 + ", " + number2);

WSIT Example Using a Web Con-
tainer Without NetBeans IDE
204
}
return number1 + number2;
}
}
Note
To ensure interoperability with Windows Communication Foundation (WCF) clients, you must
specify the action element of @WebMethod in your endpoint implementation classes. WCF
clients will incorrectly generate an empty string for the Action header if you do not specify the
action element.
14.3.1.2. wsit-package.service.xml File
This file is the WSIT configuration file. It defines which WSIT technologies are enabled in the web service.
The snippet shown below illustrates how to enable the WSIT reliable messaging technology in a wsit-
package.service.xml file.
Example 14.5.
<wsp:Policy wsu:Id="AddNumbers_policy">
<wsp:ExactlyOne>
<wsp:All>
<wsaw:UsingAddressing/>
<wsrm:RMAssertion>
<wsrm:InactivityTimeout Milliseconds="600000"/>
<wsrm:AcknowledgementInterval Milliseconds="200"/>
</wsrm:RMAssertion>
</wsp:All>
</wsp:ExactlyOne>
</wsp:Policy>
For a complete example of a wsit-package.service.xml file, see the wsit-enabled-from-
java example. You can use the wsit-package.service.xml file provided in the example as a
reference for creating your own wsit-package.service.xml file.
14.3.2. Creating a Web Service From WSDL
Typically, you start from WSDL to build your web service if you want to implement a web service that
is already defined either by a standard or an existing instance of the service. In either case, the WSDL
already exists. The JAX-WS wsimport tool processes the existing WSDL document, either from a local
copy on disk or by retrieving it from a network address or URL. For an example of using a web browser
to access a service’s WSDL, see Verifying Deployment.
When developing a web service starting from an existing WSDL, the process is actually simpler than
starting from Java. This is because the policy assertions needed to enable various WSIT technologies
are already embedded in the WSDL file. An example WSDL file is included in the fromwsdl sample
provided with this tutorial at:
Example 14.6.
tut-install/wsit-enabled-fromwsdl/etc/AddNumbers.wsdl
To create a web service from WSDL, create the following source files:
• WSDL File

WSIT Example Using a Web Con-
tainer Without NetBeans IDE
205
• Web Service Implementation File
•custom-server.xml
•web.xml
•sun-jaxws.xml
•build.xml
•build.properties
The following files are standard files required for JAX-WS. Examples of these files are provided in the
fromwsdl sample directory.
•custom-server.xml
•sun-jaxws.xml
•web.xml
The build.xml and build.properties files are standard in any Ant build environment. Examples
of these files are provided in the respective samples directories.
The sample files provided in this tutorial define a web service that takes two integers, adds them, and
returns the result. If one of the integers is negative, an exception is returned.
14.3.2.1. WSDL File
You can create a WSDL file by hand or retrieve it from an existing web service by simply pointing a web
browser at the web service’s URL. The snippet shown below illustrates how to enable the WSIT Reliable
Messaging technology in a WSDL file.
Example 14.7.
<wsp:Policy wsu:Id="AddNumbers_policy">
<wsp:ExactlyOne>
<wsp:All>
<wsrm:RMAssertion>
<wsrm:InactivityTimeout Milliseconds="600000"/>
<wsrm:AcknowledgementInterval Milliseconds="200"/>
</wsrm:RMAssertion>
</wsp:All>
</wsp:ExactlyOne>
</wsp:Policy>
For a complete example of a WSDL file, see the AddNumbers.wsdl file in the fromwsdl example.
Another benefit of the AddNumbers.wsdl file is that it shows how a WSIT-enabled WSDL is con-
structed. Therefore, you can use it as a reference when you create a WSDL file or modify an existing one.
14.3.2.2. Web Service Implementation File
The following file (AddNumbersImpl.java) shows how to implement a web service
interface.package fromwsdl.server;
Example 14.8.
import javax.jws.WebService;

WSIT Example Using a Web Con-
tainer Without NetBeans IDE
206
import javax.jws.WebMethod;
@WebService (endpointInterface=
"fromwsdl.server.AddNumbersPortType")
public class AddNumbersImpl{
@WebMethod(action="addNumbers")
public int addNumbers (int number1, int number2)
throws AddNumbersFault_Exception {
if (number1 < 0 || number2 < 0) {
String message = "Negative number cannot be added!";
String detail = "Numbers: " + number1 + ", " + number2;
AddNumbersFault fault = new AddNumbersFault ();
fault.setMessage (message);
fault.setFaultInfo (detail);
throw new AddNumbersFault_Exception(message, fault);
}
return number1 + number2;
}
public void oneWayInt(int number) {
System.out.println("Service received: " + number);
}
}
14.4. Building and Deploying the Web Service
Once configured, you can build and deploy a WSIT-enabled web service in the same manner as you would
build and deploy a standard JAX-WS web service.
The following topics describe how to perform this task:
• Building and Deploying a Web Service Created From Java
• Building and Deploying a Web Service Created From WSDL
• Deploying the Web Service to a Web Container
• Verifying Deployment
14.4.1. Building and Deploying a Web Service Created
From Java
To build and deploy the web service, open a terminal window, go to the tut-install/wsit-en-
abled-fromjava/ directory and type the following:
This command calls the server target in build.xml, which builds and packages the application in-
to a WAR file, wsit-enabled-fromjava.war, and places it in the wsit-enabled-fromja-
va/build/war directory. The ant server command also deploys the WAR file to the web container.
The ant command calls multiple tools to build and deploy the web service. The JAX-WS annotation
processing tool (apt) processes the annotated source code and invokes the compiler itself, resulting in the
class files for each of the Java source files. In the wsit-enabled-fromjava example, the Ant target
build-server-java in build.xml handles this portion of the process. Next, the individual class
files are bundled together along with the web service’s supporting configuration files into the application’s
WAR file. It is this file that is deployed to the web container by the deploy target.

WSIT Example Using a Web Con-
tainer Without NetBeans IDE
207
During execution of the server target, you will see a warning message. The message refers to “Anno-
tation types without processors”. The warning is expected and does not indicate an abnormal situation.
The text is included here for reference:
Example 14.9.
build-server-java:
[apt] warning: Annotation types without processors:
[javax.xml.bind.annotation.XmlRootElement,
javax.xml.bind.annotation.XmlAccessorType,
javax.xml.bind.annotation.XmlType,
javax.xml.bind.annotation.XmlElement]
[apt] 1 warning
14.4.2. Building and Deploying a Web Service Created
From WSDL
To build and deploy the web service, open a terminal window, go to the tut-install/wsit-en-
abled-fromwsdl/ directory, and type the following:
ant server
This command calls wsimport, which takes the WSDL description and generates a corresponding Ja-
va interface and other supporting classes. Then the Java compiler is called to compile both the user’s
code and the generated code. Finally, the class files are bundled together into the WAR file. To see the
details of how this is done, see the build-server-wsdl and create-war targets in the wsit-
enabled-fromwsdl/build.xml file.
14.4.3. Deploying the Web Service to a Web Container
As a convenience, invoking the ant server command builds the web service’s WAR file and imme-
diately deploys it to the web container. However, in some situations, such as after undeploying a web
service, it may be useful to deploy the web service without rebuilding it.
For both scenarios, wsit-enabled-fromjava and fromwsdl, the resulting application is deployed
in the same manner.
The following sections describe how to deploy on the different web containers:
• Deploying to GlassFish
• Deploying to Apache Tomcat
14.4.3.1. Deploying to GlassFish
For development purposes, the easiest way to deploy is to use the autodeploy facility of the GlassFish
application server. To do so, you simply copy your application’s WAR file to the /autodeploy direc-
tory for the domain to which you want to deploy. If you are using the default domain, domain1, which is
set up by the GlassFish installation process, the appropriate directory path would be as-install/do-
mains/domain1/autodeploy.
The build.xml file which accompanies this example has a deploy target for GlassFish. To invoke that
target, run the following command in the top-level directory of the respective examples, either wsit-
enabled-fromjava or wsit-enabled-fromwsdl, as follows.
ant deploy

WSIT Example Using a Web Con-
tainer Without NetBeans IDE
208
14.4.3.2. Deploying to Apache Tomcat
Apache Tomcat also has an autoDeploy feature that is enabled by Tomcat’s out-of-the-box configu-
ration settings. If you are not sure whether the autoDeploy is enabled, check tomcat-home/conf/
server.xml for the value of autoDeploy, where tomcat-home is the directory where Tomcat is in-
stalled. Assuming autoDeploy is enabled, you simply copy your application’s WAR file to the tom-
cat-home/webapps directory.
The build.xml file which accompanies this example has a deploy target for Tomcat. To invoke
that target, run the following command in the top-level directory of the respective examples, either
wsit-enabled-fromjava or wsit-enabled-fromwsdl, as follows. You need to use the -
Duse.tomcat=true switch to make sure that the application is deployed to Tomcat, and not to the
default server, which is GlassFish.
ant -Duse.tomcat=true deploy
14.4.4. Verifying Deployment
A basic test to verify that the application has deployed properly is to use a web browser to retrieve the
application’s WSDL from its hosting web container. The following URLs retrieve the WSDL from each of
the two example services. If you are running your web browser and web container on different machines,
you need to replace localhost with the name of the machine hosting your web service.
Note
Before testing, make sure your web container is running.
•http://localhost:8080/wsit-enabled-fromjava/addnumbers?wsdl
•http://localhost:8080/wsit-enabled-fromwsdl/addnumbers?wsdl
If the browser displays a page of XML tags, the web service has been deployed and is working. If not,
check the web container log for any error messages related to the sample WAR you have just deployed.
For GlassFish, the log can be found at as-install/domains/domain1/logs/server.log. For
Apache Tomcat, the appropriate log file can be found at tomcat-home/logs/catalina.out.
14.5. Creating a Web Service Client
Unlike developing a web service provider, creating a web service client application always starts with
an existing WSDL file. This process is similar to the process you use to build a service from an existing
WSDL file. The WSDL file that the client consumes already contains the WS–* policy assertions (and, in
some cases, any value-added WSIT policy assertions that augment Sun’s implementation, but can safely
be ignored by other implementations). Most of the policy assertions are defined in the WS-* specifications.
Sun’s implementation processes these standard policy assertions.
The policy assertions describe any requirements from the server as well as any optional features the client
may use. The WSIT build tools and run-time environment detect the WSDL’s policy assertions and con-
figure themselves appropriately, if possible. If an unsupported assertion is found, an error message de-
scribing the problem will be displayed.
Typically, you retrieve the WSDL directly from a web service provider using the wsimport tool. The
wsimport tool then generates the corresponding Java source code for the interface described by the
WSDL. The Java compiler, javac, is then called to compile the source into class files. The programming
code uses the generated classes to access the web service.

WSIT Example Using a Web Con-
tainer Without NetBeans IDE
209
The following sections describe how to create a web service client:
• Creating a Client from Java
• Creating a Client from WSDL
14.5.1. Creating a Client from Java
To create a client from Java, you must create the following files:
• Client Java File (fromjava)
• Client Configuration File (fromjava)
•build.xml
•build.properties
The build.xml and build.properties files are standard in any Ant build environment. Examples
of these files are provided in the wsit-enabled-fromjava sample directory.
14.5.1.1. Client Java File (fromjava)
The client Java file defines the functionality of the web service client. The following code shows the
AddNumbersClient.java file that is provided in the sample.
Example 14.10.
package fromjava.client;
import com.sun.xml.ws.Closeable;
import java.rmi.RemoteException;
public class AddNumbersClient {
public static void main (String[] args) {
AddNumbersImpl port = null;
try {
port = new AddNumbersImplService().getAddNumbersImplPort();
int number1 = 10;
int number2 = 20;
System.out.printf ("Invoking addNumbers(%d, %d)\n",
number1, number2);
int result = port.addNumbers (number1, number2);
System.out.printf (
"The result of adding %d and %d is %d.\n\n",
number1, number2, result);
number1 = -10;
System.out.printf ("Invoking addNumbers(%d, %d)\n",
number1, number2);
result = port.addNumbers (number1, number2);
System.out.printf (
"The result of adding %d and %d is %d.\n",
number1, number2, result);
} catch (AddNumbersException_Exception ex) {
System.out.printf (
"Caught AddNumbersException_Exception: %s\n",

WSIT Example Using a Web Con-
tainer Without NetBeans IDE
210
ex.getFaultInfo ().getDetail ());
} finally {
((Closeable)port).close();
}
}
}
This file specifies two positive integers that are to be added by the web service, passes the integers to the
web service and gets the results from the web service by using the port.addNumbers method, and
prints the results to the screen. It then specifies a negative number to be added, gets the results (which
should be an exception), and prints the results (the exception) to the screen.
14.5.1.2. Client Configuration File (fromjava)
The client configuration file defines the URL of the web service WSDL file. It is used by the web container
wsimport tool to access and consume the WSDL and to build the stubs that are used to communicate
with the web service.
The custom-client.xml file provided in the wsit-enabled-fromjava sample is shown below.
The wsdlLocation and the package name xml tags are unique to each client and are highlighted in
bold text
Example 14.11.
<?xml version="1.0" encoding="UTF-8" standalone="yes"?>
<bindings
xmlns:xsd="http://www.w3.org/2001/XMLSchema"
xmlns:wsdl="http://schemas.xmlsoap.org/wsdl/"
wsdlLocation="http://localhost:8080/wsit-enabled-fromjava/
addnumbers?wsdl"
xmlns="http://java.sun.com/xml/ns/jaxws">
<bindings node="wsdl:definitions">
<package name="fromjava.client"/>
</bindings>
</bindings>
14.5.2. Creating a Client from WSDL
To create a client from WSDL, you must create the following files:
• Client Java File (fromwsdl)
• Client Configuration File (fromwsdl)
•build.xml
•build.properties
The build.xml and build.properties files are standard in any Ant build environment. Examples
of these files are provided in the fromwsdl sample directory.
14.5.2.1. Client Java File (fromwsdl)
The client Java file defines the functionality of the web service client. The same client Java file is used
with both samples, wsit-enabled-fromjava and wsit-enabled-fromwsdl. For more infor-
mation on this file, see Client Java File (fromjava).

WSIT Example Using a Web Con-
tainer Without NetBeans IDE
211
14.5.2.2. Client Configuration File (fromwsdl)
This is a sample custom-client.xml file. The wsdlLocation, package name, and
jaxb:package name XML tags are unique to each client and are highlighted in bold text
Example 14.12.
<?xml version="1.0" encoding="UTF-8" standalone="yes"?>
<bindings
xmlns:xsd="http://www.w3.org/2001/XMLSchema"
xmlns:jaxb="http://java.sun.com/xml/ns/jaxb"
xmlns:wsdl="http://schemas.xmlsoap.org/wsdl/"
wsdlLocation="http://localhost:8080/wsit-enabled-fromwsdl/
addnumbers?wsdl"
xmlns="http://java.sun.com/xml/ns/jaxws">
<bindings node="ns1:definitions"
xmlns:ns1="http://schemas.xmlsoap.org/wsdl/">
<package name="fromwsdl.client"/>
</bindings>
<bindings node="ns1:definitions/ns1:types/xsd:schema
[@targetNamespace=’http://duke.org’]"
xmlns:xs="http://www.w3.org/2001/XMLSchema"
xmlns:ns1="http://schemas.xmlsoap.org/wsdl/">
<jaxb:schemaBindings>
<jaxb:package name="fromwsdl.client"/>
</jaxb:schemaBindings>
</bindings>
</bindings>
14.6. Building and Deploying a Client
To build and deploy a client for either of the examples provided in this tutorial, type one of the following
Ant commands in the top-level directory of the respective example, (either wsit-enabled-fromjava
or wsit-enabled-fromwsdl) depending on which web container you are using:
For GlassFish:
ant client
For Apache Tomcat:
ant -Duse.tomcat=true client
This command runs wsimport, which retrieves the web service’s WSDL, and then it runs javac to
compile the source.
14.7. Running a Web Service Client
To run a client for either of the examples provided in this tutorial, type one of the following Ant commands
in the top-level directory of the respective example, (either wsit-enabled-fromjava or wsit-
enabled-fromwsdl) depending on which web container you are using:
For GlassFish:
ant run
For the Apache Tomcat:

WSIT Example Using a Web Con-
tainer Without NetBeans IDE
212
ant -Duse.tomcat=true run
This command executes the run target, which simply runs Java with the name of the client’s class, for
example, fromwsdl.client.AddNumbersClient.
14.8. Undeploying a Web Service
During the development process, it is often useful to undeploy a web service. Undeploying a web service
means to disable and remove it from the web container. Once the web service is removed, clients are no
longer able to use the web service. Further, the web service will not restart without explicit redeployment
by the user.
To undeploy from GlassFish, type the following commands:
asadmin undeploy --user admin wsit-enabled-fromjava
asadmin undeploy --user admin wsit-enabled-fromwsdl
To undeploy from Apache Tomcat, type the following commands:
rm $CATALINA_HOME/webapps/wsit-enabled-fromjava.war
rm $CATALINA_HOME/webapps/wsit-enabled-fromwsdl.war

213
Chapter 15. Accessing Metro Services
Using WCF Clients
Table of Contents
15.1. Creating a WCF Client ............................................................................................. 213
15.1.1. Prerequisites to Creating the WCF Client .......................................................... 213
15.1.2. Examining the Client Class ............................................................................. 213
15.1.3. Building and Running the Client ...................................................................... 214
15.1. Creating a WCF Client
The process of creating a WCF C# client to the addnumbers service is similar to that for a Java pro-
gramming language client. To create a WCF client you will:
1. Use the svcutil.exe tool to generate the C# proxy class and contracts for accessing the web service.
2. Create a client program that uses the generated files to make calls to the addnumbers web service.
This section covers the following topics:
• Prerequisites to Creating the WCF Client
• Examining the Client Class
• Building and Running the Client
15.1.1. Prerequisites to Creating the WCF Client
You must have the following software installed to create the WCF client:
• Microsoft Windows Software Development Kit (SDK) for July Community Technology Preview
• Microsoft .NET Framework 3.5 RTM
• The csclient-enabled-fromjava.zip example bundle, which is availalble for download
[http://metro.java.net/getting-started/download/csclient.zip].
You must also deploy the addnumbers service described in WSIT Example Using a Web Contain-
er Without NetBeans IDE. The service is also available for download [http://metro.java.net/getting-start-
ed/download/wsit-enabled-fromjava.zip].
15.1.2. Examining the Client Class
The client class uses a generated proxy class, AddNumbersImpl, to access the web service. The port
instance variable stores a reference to the proxy class.
Example 15.1.
port = new AddNumbersImplClient("AddNumbersImplPort");

Accessing Metro Ser-
vices Using WCF Clients
214
...
Then the web service operation addNumbers is called on port:
Example 15.2.
...
int result = port.addNumbers (number1, number2);
...
The full Client.cs class is as follows:
Example 15.3.
using System;
class Client {
static void Main(String[] args) {
AddNumbersImplClient port = null;
try {
port = new AddNumbersImplClient("AddNumbersImplPort");
int number1 = 10;
int number2 = 20;
Console.Write("Adding {0} and {1}. ", number1, number2);
int result = port.addNumbers (number1, number2);
Console.WriteLine("Result is {0}.\n\n",result);
number1 = -10;
Console.Write("Adding {0} and {1}. ", number1, number2);
result = port.addNumbers (number1, number2);
Console.WriteLine("Result is {0}.\n\n",result);
port.Close();
} catch (System.ServiceModel.FaultException e) {
Console.WriteLine("Exception: " + e.Message);
if (port != null) port.Close();
}
}
}
15.1.3. Building and Running the Client
The example bundle contains all the files you need to build and run a WCF client that accesses a Metro
web service written in the Java programming language.
The csclient-enabled-fromjava.zip bundle contains the following files:
•Client.cs, the C# client class
•build.bat, the build batch file
This section covers the following topics:
• Generating the Proxy Class and Configuration File
• To Build the AddNumbers Client
• To Customize the build.bat File

Accessing Metro Ser-
vices Using WCF Clients
215
• To Run the AddNumbers Client
15.1.3.1. Generating the Proxy Class and Configuration File
When creating a Java programming language client, you use the wsimport tool to generate the proxy
and helper classes used by the client class to access the web service. When creating a WCF client, the
svcutil.exe tool provides the same functionality as the wsimport tool. svcutil.exe generates
the C# proxy class and contracts for accessing the service from a C# client program.
The example bundle contains a batch file, build.bat, that calls svcutil.exe to generate the proxy
class. The command is:
svcutil /config:Client.exe.config http://localhost:8080/wsit-enabled-
fromjava/addnumbers?wsdl
15.1.3.1.1. To Build the AddNumbers Client
The example bundle's build.bat file first generates the proxy class and configuration file for the client,
then compiles the proxy class, configuration file, and Client.cs client class into the Client.exe
executable file.
To run build.bat, do the following.
1. At a command prompt, navigate to the location where you extracted the example bundle.
2. If necessary, customize the build.bat file as described in To Customize the build.bat File.
3. Type the following command:
build.bat
15.1.3.1.2. To Customize the build.bat File
To customize the build.bat file for your environment, do the following:
1. Open build.bat in a text editor.
2. On the first line, type the full path to the svcutil.exe tool. By default, it is installed at C:
\Program Files\Microsoft SDKs\Windows\v6.0\Bin.
3. On the first line, change the WSDL location URL if you did not deploy the addnumbers service
to the local machine, or if the service was deployed to a different port than the default 8080 port
number.
For example, the following command (all on one line) sets the host name to
testmachine.example.com and the port number to 8081:
svcutil /config:Client.exe.config http://testmachine.example.com:8081/wsit-
enabled-fromjava/addnumbers?wsdl
4. On line 2, change the location of the csc.exe C# compiler and the System.ServiceModel
and System.Runtime.Serialization support DLLs if you installed the .NET 2.0 and 3.0
frameworks to non-default locations.
15.1.3.1.3. To Run the AddNumbers Client
After the client has been built, run the client by following these steps.

Accessing Metro Ser-
vices Using WCF Clients
216
1. At a command prompt, navigate to the location where you extracted the example bundle.
2. Type the following command:
Client.exe
You will see the following output:
Adding 10 and 20. Result is 30.
Adding -10 and 20. Exception: Negative numbers can't be added!

217
Chapter 16. Data Contracts
Table of Contents
16.1. Web Service - Start from Java ................................................................................... 217
16.1.1. Data Types .................................................................................................. 217
16.1.2. Fields and Properties ..................................................................................... 229
16.1.3. Java Classes ................................................................................................. 232
16.1.4. Open Content ............................................................................................... 235
16.1.5. Enum Type .................................................................................................. 236
16.1.6. Package-level Annotations .............................................................................. 237
16.2. Web Service - Start from WSDL ................................................................................ 237
16.3. Customizations for WCF Service WSDL ..................................................................... 238
16.3.1. generateElementProperty Attribute ................................................................... 238
16.4. Developing a Microsoft .NET Client ........................................................................... 241
16.5. BP 1.1 Conformance ................................................................................................ 242
16.1. Web Service - Start from Java
This section provides guidelines for designing an XML schema exported by a Java web service designed
starting from Java. JAXB 2.0 provides a rich set of annotations and types for mapping Java classes to
different XML Schema constructs. The guidelines provide guidance on using JAXB 2.0 annotations and
types so that developer friendly bindings may be generated by XML serialization mechanisms (svcutil)
on WCF client.
Not all JAXB 2.0 annotations are included here; not all are relevant from an interoperability standpoint.
For example, the annotation @XmlAccessorType provides control over default serialization of fields
and properties in a Java class but otherwise has no effect on the on-the-wire XML representation or the
XML schema generated from a Java class. Select JAXB 2.0 annotations are therefore not included here
in the guidance.
The guidance includes several examples, which use the following conventions:
• The prefix xs: is used to represent XML Schema namespace.
• JAXB 2.0 annotations are defined in javax.xml.bind.annotation package but, for brevity, the
package name has been omitted.
16.1.1. Data Types
This section covers the following topics:
• Primitives and Wrappers
• BigDecimal Type
• java.net.URI Type
• Duration
• Binary Types
• XMLGregorianCalendar Type

Data Contracts
218
• UUID Type
• Typed Variables
• Collections Types
• Array Types
16.1.1.1. Primitives and Wrappers
Guideline: Java primitive and wrapper classes map to slightly different XML schema representations.
Therefore, .NET bindings will vary accordingly.
Example 16.1. A Java primitive type and its corresponding wrapper class
//-- Java code fragment
public class StockItem{
public Double wholeSalePrice;
public double retailPrice;
}
//--Schema fragment
<xs:complexType name="stockItem">
<xs:sequence>
<xs:element name="wholeSalePrice" type="xs:double" minOccurs="0"/>
<xs:element name="retailPrice" type="xs:double"/>
</xs:sequence>
</xs:complexType>
//-- .NET C# auto generated code from schema
public partial class stockItem
{
private double wholeSalePrice;
private bool wholeSalePriceFieldSpecified;
private double retailPrice;
public double wholeSalePrice
{
get{ return this.wholeSalePrice;}
set{this.wholeSalePrice=value}
}
public bool wholeSalePriceSpecified
{
get{ return this.wholeSalePriceFieldSpecified;}
set{this.wholeSalePriceFieldSpecified=value}
}
public double retailPrice
{
get{ return this.retailPrice;}
set{this.retailPrice=value}
}
}
//-- C# code fragment
stockItem s = new stockItem();
s.wholeSalePrice = Double.parse("198.92");
s.wholeSalePriceSpecified = true;

Data Contracts
219
s.retailPrice = Double.parse("300.25");
16.1.1.2. BigDecimal Type
Guideline: Limit decimal values to the range and precision of .NET's System.decimal.
java.math.BigDecimal maps to xs:decimal. .NET maps xs:decimal to
System.decimal. These two data types support different range and precision.
java.math.BigDecimal supports arbitrary precision. System.decimal does not. For in-
teroperability use only values within the range and precision of System.decimal. (See
System.decimal.Minvalue and System.decimal.Maxvalue.) Any values outside of this
range require a customized .NET client.
Example 16.2. BigDecimal usage
//--- Java code fragment
public class RetBigDecimal {
private BigDecimal arg0;
public BigDecimal getArg0() { return this.arg0; }
public void setArg0(BigDecimal arg0) { this.arg0 = arg0; }
}
//--- Schema fragment
<xs:complexType name="retBigDecimal">
<xs:sequence>
<xs:element name="arg0" type="xs:decimal" minOccurs="0"/>
</xs:sequence>
</xs:complexType>
//--- .NET auto generated code from schema
public partial class retBigDecimal{
private decimal arg0Field;
private bool arg0FieldSpecified;
public decimal arg0 {
get { return this.arg0Field;}
set { this.arg0Field = value;}
}
public bool arg0Specified {
get { return this.arg0FieldSpecified;}
set { this.arg0FieldSpecified = value;}
}
}
//--- C# code fragment
System.CultureInfo engCulture = new System.CultureInfo("en-US");
retBigDecimal bd = new retBigDecimal();
bd.arg0 = System.decimal.MinValue;
retBigDecimal negBd = new retBigDecimal();
negBd = System.decimal.Parse("-0.0", engCulture);
16.1.1.3. java.net.URI Type
Guideline: Use the @XmlSchemaType annotation for a strongly typed binding to a .NET client generated
with the DataContractSerializer.

Data Contracts
220
java.net.URI maps to xs:string. .NET maps xs:string to System.string. Annotation
@XmlSchemaType can be used to define a more strongly typed binding to a .NET client generated
with the DataContractSerializer. @XmlSchemaType can be used to map java.net.URI to
xs:anyURI. .NET's DataContractSerializer and XmlSerializer bind xs:anyURI differ-
ently:
•DataContractSerializer binds xs:anyURI to .NET type System.Uri.
•XmlSerializer binds xs:anyURI to .NET type System.string.
Thus, the above technique only works if the WSDL is processed using DataContractSerializer.
Example 16.3. @XmlSchemaType and DataContractSerializer
// Java code fragment
public class PurchaseOrder
{
@XmlSchemaType(name="anyURI")
public java.net.URI uri;
}
//-- Schema fragment
<xs:complexType name="purchaseOrder">
<xs:sequence>
<xs:element name="uri" type="xs:anyURI" minOccurs="0"/>
</xs:sequence>
</xs:complexType>
//--- .NET auto generated code from schema
//--- Using svcutil.exe /serializer:DataContractSerializer <wsdl file>
public partial class purchaseOrder : object,
System.Runtime.Serialization.IExtensibleDataObject
{
private System.Uri uriField;
//-- ..... other generated code ........
public System.Uri uri
{
get { return this.uriField; }
set { this.uriField = value; }
}
}
//--- C# code fragment
purchaseOrder tmpU = new purchaseOrder()
tmpU.uri = new System.Uri("../Hello", System.UriKind.Relative);
Example 16.4. @XmlSchemaType and XmlSerializer
// Java code fragment
public class PurchaseOrder
{
@XmlSchemaType(name="anyURI")
public java.net.URI uri;
}
//--- .NET auto generated code from schema

Data Contracts
221
//--- Using svcutil.exe /serializer:XmlSerializer <wsdl file>
public partial class purchaseOrder
{
private string uriField;
public string uri
{
get { return this.uriField; }
set { this.uriField = value; }
}
}
//--- C# code fragment
purchaseOrder tmpU = new purchaseOrder()
tmpU.uri = "mailto:mailto:mduerst@ifi.unizh.ch";
16.1.1.4. Duration
Guideline: Use .NET's System.Xml.XmlConvert to generate a lexical representation of
xs:duration when the binding is to a type of System.string.
javax.xml.datatype.Duration maps to xs:duration. .NET maps xs:duration to a dif-
ferent datatype for DataContractSerializer and XmlSerializer.
•DataContractSerializer binds xs:duration to .NET System.TimeSpan.
•XmlSerializer binds xs:duration to .NET System.string.
When xs:duration is bound to .NET System.string, the string value must be a lexical represen-
tation for xs:duration. .NET provides utility System.Xml.XmlConvert for this purpose.
Example 16.5. Mapping xs:duration using DataContactSerializer
//-- Java code fragment
public class PurchaseReport {
public javax.xml.datatype.Duration period;
}
//-- Schema fragment
<xs:complexType name="purchaseReport">
<xs:sequence>
<xs:element name="period" type="xs:duration" minOccurs="0"/>
</xs:sequence>
</xs:complexType>
//-- .NET auto generated code from schema
//-- Using svcutil.exe /serializer:DataContractSerializer <wsdl file>
public partial class purchaseReport: object,
System.Runtime.Serialization.IExtensibleDataObject
{
private System.TimeSpan periodField;
//-- ..... other generated code ........
public System.TimeSpan period
{
get { return this.periodField; }
set { this.periodField = value; }
}
}

Data Contracts
222
//-- C# code fragment
purchaseReport tmpR = new purchaseReport();
tmpR.period = new System.TimeSpan.MaxValue;
Example 16.6. Mapping xs:duration using XmlSerializer
//-- .NET auto generated code from schema
//-- Using svcutil.exe /serializer:XmlSerializer <wsdl file>
public partial class purchaseReport
{
private string periodField;
public string period
{
get { return this.periodField; }
set { this.periodField = value; }
}
}
//-- C# code fragment
purchaseReport tmpR = new purchaseReport();
tmpR.period = System.Xml.XmlConvert.ToString(new System.TimeSpan(23, 0,0));
16.1.1.5. Binary Types
Guideline: java.awt.Image, javax.xml.transform.Source, and
javax.activation.DataHandler map to xs:base64Binary. .NET maps
xs:base64Binary to byte[].
JAXB 2.0 provides the annotation @XmlMimeType, which supports specifying the content type, but .NET
ignores this information.
Example 16.7. Mapping java.awt.Image without @XmlMimeType
//-- Java code fragment
public class Claim {
public java.awt.Image photo;
}
//-- Schema fragment
<xs:complexType name="claim">
<xs:sequence>
<xs:element name="photo" type="xs:base64Binary" minOccurs="0"/>
</xs:sequence>
</xs:complexType>
//-- .NET auto generated code from schema
public partial class claim : object,
System.Runtime.Serialization.IExtensibleDataObject
{
private byte[] photoField;
//-- ..... other generated code .......
public byte[] photo
{
get { return this.photoField; }
set { this.photoField = value; }
}
}

Data Contracts
223
//-- C# code fragment
try
{
claim tmpC = new claim();
System.IO.FileStream f = new System.IO.FileStream(
"C:\\icons\\circleIcon.gif", System.IO.FileMode.Open);
int cnt = (int)f.Length;
tmpC.photo = new byte[cnt];
int rCnt = f.Read(tmpC.photo, 0, cnt);
}
catch (Exception e)
{
Console.WriteLine(e.ToString());
}
Example 16.8. Mapping java.awt.Image with @XmlMimeType
//-- Java code fragment
public class Claim {
@XmlMimeType("image/gif")
public java.awt.Image photo;
}
//-- Schema fragment
<xs:complexType name="claim">
<xs:sequence>
<xs:element name="photo" ns1:expectedContentTypes="image/gif"
type="xs:base64Binary" minOccurs="0"
xmlns:ns1="http://www.w3.org/2005/05/xmlmime"/>
</xs:sequence>
</xs:complexType>
//-- Using the @XmlMimeType annotation doesn't change .NET
//--auto generated code
public partial class claim : object,
System.Runtime.Serialization.IExtensibleDataObject
{
private byte[] photoField;
//-- ..... other generated code .......
public byte[] photo
{
get { return this.photoField; }
set { this.photoField = value; }
}
}
//-- This code is unchanged by the different schema
//-- C# code fragment
try
{
claim tmpC = new claim();
System.IO.FileStream f = new System.IO.FileStream(
"C:\\icons\\circleIcon.gif", System.IO.FileMode.Open);
int cnt = (int)f.Length;
tmpC.photo = new byte[cnt];
int rCnt = f.Read(tmpC.photo, 0, cnt);
}

Data Contracts
224
catch (Exception e)
{
Console.WriteLine(e.ToString());
}
16.1.1.6. XMLGregorianCalendar Type
Guideline: Use java.xml.datatype.XMLGregorianCalendar instead of java.util.Date
and java.util.Calendar.
XMLGregorianCalendar supports the following XML schema calendar types: xs:date, xs:time,
xs:dateTime, xs:gYearMonth, xs:gMonthDay, xs:gYear, xs:gMonth, and xs:gDay. It is
statically mapped to xs:anySimpleType, the common schema type from which all the XML schema
calendar types are dervived. .NET maps xs:anySimpleType to System.string.
java.util.Date and java.util.Calendar map to xs:dateTime, but don‚Äö#Ñ#¥t provide
as complete XML support as XMLGregorianCalendar does.
Guideline: Use the annotation @XmlSchemaType for a strongly typed binding of XMLGregorian-
Calendar to one of the XML schema calendar types.
Example 16.9. XmlGregorianCalendar without @XmlSchemaType
//-- Java code fragment
public class PurchaseOrder {
public javax.xml.datatype.XMLGregorianCalendar orderDate;
}
//-- Schema fragment
<xs:complexType name="purchaseOrder">
<xs:sequence>
<xs:element name="orderDate" type="xs:anySimpleType" minOccurs="0"/>
</xs:sequence>
</xs:complexType>
//-- .NET auto generated code from schema
public partial class purchaseOrder
{
private string orderDateField;
public string orderDate
{
get { return this.orderDateField; }
set { this.orderDateField = value; }
}
}
//-- C# code fragment
purchaseOrder tmpP = new purchaseOrder();
tmpP.orderDate = System.Xml.XmlConvert.ToString(
System.DateTime.Now, System.Xml.XmlDateTimeSerializerMode.RoundtripKind);
Example 16.10. XMLGregorianCalendar with @XmlSchemaType
//-- Java code fragment
public class PurchaseOrder {
@XmlSchemaType(name="dateTime")
public javax.xml.datatype.XMLGregorianCalendar orderDate;

Data Contracts
225
}
//-- Schema fragment
<xs:complexType name="purchaseOrder">
<xs:sequence>
<xs:element name="orderDate" type="xs:dateTime" minOccurs="0"/>
</xs:sequence>
</xs:complexType>
//-- .NET auto generated code from schema
public partial class purchaseOrder : object,
System.Runtime.Serialization.IExtensibleDataObject
{
private System.Runtime.Serialization.ExtensionDataObject
extensionDataField;
private System.DateTime orderDateField;
public System.Runtime.Serialization.ExtensionDataObject ExtensionData
{
get { return this.extensionDataField; }
set { this.extensionDataField = value; }
}
public System.DateTime orderDate
{
get { return this.orderDateField; }
set { this.orderDateField = value; }
}
}
//-- C# code fragment
purchaseOrder tmpP = new purchaseOrder();
tmpP.orderDate = System.DateTime.Now;
16.1.1.7. UUID Type
Guideline: Use Leach-Salz variant of UUID at runtime.
java.util.UUID maps to schema type xs:string. .NET maps xs:string to System.string.
The constructors in java.util.UUID allow any variant of UUID to be created. Its methods are for
manipulation of the Leach-Salz variant.
Example 16.11. Mapping UUID
//-- Java code fragment
public class ReportUid {
public java.util.UUID uuid;
}
//-- Schema fragment
<xs:complexType name="reportUid">
<xs:sequence>
<xs:element name="uuid" type="xs:string" minOccurs="0"/>
</xs:sequence>
</xs:complexType>
//-- .NET auto generated code from schema
public partial class reportUid: object,
System.Runtime.Serialization.IExtensibleDataObject

Data Contracts
226
{
private System.Runtime.Serialization.ExtensionDataObject
extensionDataField;
private string uuidField;
public System.Runtime.Serialization.ExtensionDataObject ExtensionData
{
get { return this.extensionDataField; }
set { this.extensionDataField = value; }
}
public string uuid
{
get { return this.uuidField; }
set { this.uuidField = value; }
}
}
//-- C# code fragment
reportUid tmpU = new reportUid();
System.Guid guid = new System.Guid("06b7857a-05d8-4c14-b7fa-822e2aa6053f");
tmpU.uuid = guid.ToString();
16.1.1.8. Typed Variables
Guideline: A typed variable maps to xs:anyType. .NET maps xs:anyType to System.Object.
Example 16.12. Using a typed variable
// Java class
public class Shape <T>
{
private T xshape;
public Shape() {};
public Shape(T f)
{
xshape = f;
}
}
//-- Schema fragment
<xs:complexType name="shape">
<xs:sequence>
<xs:element name="xshape" type="xs:anyType" minOccurs="0"/>
</xs:sequence>
</xs:complexType>
// C# code generated by svcutil
public partial class shape
{
private object xshapeField;
public object xshape
{
get { return this.xshapeField; }
set { this.xshapeField = value; }
}
}

Data Contracts
227
16.1.1.9. Collections Types
Java collections types (java.util.Collection and its subtypes, array, List, and parameterized col-
lection types such as List<Integer>) can be mapped to XML schema in different ways and can be
serialized in different ways. The following examples show .NET bindings.
16.1.1.9.1. List of Nillable Elements
Guideline: By default, a collection type such as List<Integer> maps to an XML schema construct
that is a repeating unbounded occurrence of an optional and nillable element. .NET binds the XML schema
construct to System.Nullable<int>[]. The element is optional and nillable. However, when mar-
shalling JAXB marshaller will always marshal a null value using xsi:nil.
Example 16.13. Collection to a list of nillable elements
//-- Java code fragment
@XmlRootElement(name="po")
public PurchaseOrder {
public List<Integer> items;
}
//-- Schema fragment
<xs:element name="po" type="purchaseOrder">
<xs:complexType name="purchaseOrder">
<xs:sequence>
<xs:element name="items" type="xs:int" nillable="true"
minOccurs="0" maxOccurs="unbounded"/>
</xs:sequence>
</xs:complexType>
...
//--- JAXB XML serialization
<po>
<items> 1 </items>
<items> 2 </items>
<items> 3 </items>
</po>
<po>
<items> 1 </items>
<items xsi:nil=true/>
<items> 3 </items>
</po>
//-- .NET auto generated code from schema
partial class purchaseOrder {
private System.Nullable<int>[] itemsField;
public System.Nullable<int>[] items
{
get { return this.itemsField; }
set { this.itemsField = value; }
}
}
16.1.1.9.2. List of Optional Elements
Guideline: This is the same as above except that a collection type such as List<Integer> maps to
a repeating unbounded occurrence of an optional (minOccurs="0") but not nillable element. This in

Data Contracts
228
turn binds to .NET type int[]. This is more developer friendly. However, when marshalling, JAXB will
marshal a null value within the List<Integer> as a value that is absent from the XML instance.
Example 16.14. Collection to a list of optional elements
//-- Java code fragment
@XmlRootElement(name="po")
public PurchaseOrder {
@XmlElement(nillable=false)
public List<Integer> items;
}
//-- Schema fragment
<xs:element name="po" type="purchaseOrder">
<xs:complexType name="purchaseOrder">
<xs:sequence>
<xs:element name="items" type="xs:int"
minOccurs="0" maxOccurs="unbounded"/>
</xs:sequence>
</xs:complexType>
...
// .NET auto generated code from schema
partial class purchaseOrder {
private int[] itemsField;
public int[] items
{
get { return this.itemsField; }
set { this.itemsField = value; }
}
}
16.1.1.9.3. List of Values
Guideline: A collection such as List<Integer> can be mapped to a list of XML values (that is, an
XML schema list simple type) using annotation @XmlList. .NET maps a list simple type to a .NET
System.string.
Example 16.15. Collection to a list of values using @XmlList
//-- Java code fragment
@XmlRootElement(name="po")
public PurchaseOrder {
@XmlList public List<Integer> items;
}
//-- Schema fragment
<xs:element name="po" type="purchaseOrder">
<xs:complexType name="purchaseOrder">
<xs:element name="items" minOccurs="0">
<xs:simpleType>
<xs:list itemType="xs:int"/>
</xs:simpleType>
</xs:element>
</xs:complexType>
...

Data Contracts
229
//-- XML serialization
<po>
<items> 1 2 3 </items>
</po>
// .NET auto generated code from schema
partial class purchaseOrder {
private string itemsField;
public string items
{
get { return this.itemsField; }
set { this.itemsField = value; }
}
}
16.1.1.10. Array Types
Example 16.16. Single and multidimensional arrays
//-- Java code fragment
public class FamilyTree {
public Person[] persons;
public Person[][] family;
}
// .NET auto generated code from schema
public partial class familyTree
{
private person[] persons;
private person[][] families;
public person[] persons
{
get { return this.membersField; }
set { this.membersField = value; }
}
public person[][] families
{
get { return this.familiesField; }
set { this.familiesField = value; }
}
}
16.1.2. Fields and Properties
The following guidelines apply to mapping of JavaBeans properties and Java fields, but for brevity Java
fields are used.
16.1.2.1. @XmlElement Annotation
Guideline: The @XmlElement annotation maps a property or field to an XML element. This is also
the default mapping in the absence of any other JAXB 2.0 annotations. The annotation parameters in
@XmlElement can be used to specify whether the element is optional or required, nillable or not. The
following examples illustrate the corresponding bindings in the .NET client.

Data Contracts
230
Example 16.17. Map a field or property to a nillable element
//-- Java code fragment
public class PurchaseOrder {
// Map a field to a nillable XML element
@javax.xml.bind.annotation.XmlElement(nillable=true)
public java.math.BigDecimal price;
}
//-- Schema fragment
<xs:complexType name="purchaseOrder">
<xs:sequence>
<xs:element name="price" type="xs:decimal"
nillable="true" minOccurs="0" />
</xs:sequence>
</xs:complexType>
// .NET auto generated code from schema
public partial class purchaseOrder {
private System.Nullable<decimal> priceField;
private bool priceFieldSpecified;
public decimal price
{
get { return this.priceField; }
set { this.priceField = value; }
}
public bool priceSpecified {
{
get { return this.priceFieldSpecified; }
set { this.priceFieldSpecified = value;}
}
}
Example 16.18. Map a property or field to a nillable, required element
//-- Java code fragment
public class PurchaseOrder {
// Map a field to a nillable XML element
@XmlElement(nillable=true, required=true)
public java.math.BigDecimal price;
}
//-- Schema fragment
<xs:complexType name="purchaseOrder">
<xs:sequence>
<xs:element name="price" type="xs:decimal"
nillable="true" minOccurs="1" />
</xs:sequence>
</xs:complexType>
// .NET auto generated code from schema
public partial class purchaseOrder {
private System.Nullable<decimal> priceField;
public decimal price
{

Data Contracts
231
get { return this.priceField; }
set { this.priceField = value; }
}
}
16.1.2.2. @XmlAttribute Annotation
Guideline: A property or field can be mapped to an XML attribute using @XmlAttribute annota-
tion. .NET binds an XML attribute to a property.
Example 16.19. Mapping a field or property to an XML attribute
//-- Java code fragment
public class UKAddress extends Address {
@XmlAttribute
public int exportCode;
}
//-- Schema fragment
<! XML Schema fragment -->
<xs:complexType name="ukAddress">
<xs:complexContent>
<xs:extension base="tns:address">
<xs:sequence/>
<xs:attribute name="exportCode" type="xs:int"/>
</xs:extension>
</xs:complexContent>
</xs:complexType>
// .NET auto generated code from schema
public partial class ukAddress : address
{
private int exportCodeField;
public int exportCode
{
get { return this.exportCodeField; }
set { this.exportCodeField = value; }
}
}
16.1.2.3. @XmlElementRefs Annotation
Guideline: @XmlElementRefs maps to a xs:choice. This binds to a property with name item
in the C# class. If there is another field/property named item in the Java class, there will be a name
clash that .NET will resolve by generating name. To avoid the name clash, either change the name or use
customization, for example @XmlElement(name="foo").
Example 16.20. Mapping a field or property using @XmlElementRefs
//-- Java code fragment
public class PurchaseOrder {
@XmlElementRefs({
@XmlElementRef(name="plane", type=PlaneType.class),
@XmlElementRef(name="auto", type=AutoType.class)})
public TransportType shipBy;
}
@XmlRootElement(name="plane")
public class PlaneType extends TransportType {}

Data Contracts
232
@XmlRootElement(name="auto")
public class AutoType extends TransportType { }
@XmlRootElement
public class TransportType { ... }
//-- Schema fragment
<!-- XML schema generated by wsgen -->
<xs:complexType name="purchaseOrder">
<xs:choice>
<xs:element ref="plane"/>
<xs:element ref="auto"/>
</xs:choice>
</xs:complexType>
<!-- XML global elements -->
<xs:element name="plane" type="autoType" />
<xs:element name="auto" type="planeType" />
<xs:complexType name="autoType">
<!-- content omitted - details not relevant to example -->
</xs:complexType>
</xs:complexType name="planeType">
<!-- content omitted - details not relevant to example -->
</xs:complexType>
// .NET auto generated code from schema
public partial class purchaseOrder {
private transportType itemField;
[System.Xml.Serialization.XmlElementAttribute("auto", typeof(autoType),
Order=4)]
[System.Xml.Serialization.XmlElementAttribute("plane", typeof(planeType),
Order=4)]
public transportType Item
{
get { return this.itemField; }
set { this.itemField = value; }
}
public partial class planeType { ... } ;
public partial class autoType { ... } ;
16.1.3. Java Classes
A Java class can be mapped to different XML schema type and/or an XML element. The following guide-
lines apply to the usage of annotations at the class level.
16.1.3.1. @XmlType Annotation - Anonymous Type
Guideline: Prefer mapping class to named XML schema type rather than an anonymous type for a bet-
ter .NET type binding.
The @XmlType annotation is used to customize the mapping of a Java class to an anonymous type. .NET
binds an anonymous type to a .NET class - one per reference to the anonymous type. Thus, each Java class
mapped to an anonymous type can generate multiple classes on the .NET client.

Data Contracts
233
Example 16.21. Mapping a Java class to an anonymous type using @XmlType
//-- Java code fragment
public class PurchaseOrder {
public java.util.List<Item> item;
}
@XmlType(name="")
public class Item {
public String productName;
...
}
//-- Schema fragment
<xs:complexType name="purchaseOrder">
<xs:sequence>
<xs:element name="item">
<xs:complexType>
<xs:sequence>
<xs:element name="productName" type="xs:string"/>
</xs:sequence>
</xs:complexType
> </xs:element>
</xs:sequence>
</xs:complexType>
// C# code generated by svcutil
public partial class purchaseOrder
{
private purchaseOrderItem[] itemField;
System.Xml.Serialization.XmlElementAttribute("item",
Form=System.Xml.Schema.XmlSchemaForm.Unqualified, IsNullable=true,
Order=0)]
public purchaseOrderItem[] item
{
get {
return this.itemField;
}
set {
this.itemField = value;
}
}
}
// .NET auto generated code from schema
public partial class purchaseOrderItem
{
private string productNameField;
public string productName {
get { return this.productNameField; }
set { this.productNameField = value; }
}
}
16.1.3.2. @XmlType Annotation - xs:all
Guideline: Avoid using XmlType(propOrder=:{}).

Data Contracts
234
@XmlType(propOrder={}) maps a Java class to an XML Schema complex type with
xs:all content model. Since XML Schema places severe restrictions on xs:all, the use of
@XmlType(propOrder={}) is therefore not recommended. So, the following example shows the
mapping of a Java class to xs:all, but the corresponding .NET code generated by svcutil is omitted.
Example 16.22. Mapping a class to xs:all using @XmlType
//-- Java code fragment
@XmlType(propOrder={})
public class USAddress {
public String name;
public String street;
}
//-- Schema fragment
<xs:complexType name="USAddress">
<xs:all>
<xs:element name="name" type="xs:string"/>
<xs:element name="street" type="xs:string"/>
...
</xs:all>
</xs:complexType>
16.1.3.3. @XmlType Annotation - Simple Content
Guideline: A class can be mapped to a complexType with a simpleContent using @XmlValue
annotation. .NET binds the Java property annotated with @XmlValue to a property with name "value".
Example 16.23. Class to complexType with simpleContent
//-- Java code fragment
public class InternationalPrice
{
@XmlValue
public java.math.BigDecimal price;
@XmlAttribute public String currency;
}
//-- Schema fragment
<xs:complexType name="internationalPrice">
<xs:simpleContent>
<xs:extension base="xs:decimal">
xs:attribute name="currency" type="xs:string"/>
</xs:extension>
</xs:simpleContent>
</xs:complexType>
// .NET auto generated code from schema
public partial class internationalPrice
{
private string currencyField;
private decimal valueField;
public string currency
{
get { return this.currencyField; }
set { this.currencyField = value;}
}

Data Contracts
235
public decimal Value
{
get { return this.valueField; }
set { this.valueField = value;}
}
}
16.1.4. Open Content
JAXB 2.0 supports the following annotations for defining open content. (Open content allows content not
statically defined in XML schema to occur in an XML instance):
• The @XmlAnyElement annotation maps to xs:any, which binds to the .NET type
System.Xml.XmlElement[].
• The @XmlAnyAttribute annotation maps to xs:anyAttribute, which binds to the .NET type
System.Xml.XmlAttribute[].
Example 16.24. Using @XmlAnyElement for open content
//-- Java code fragment
@XmlType(propOrder={"name", "age", "oc"})
public class OcPerson {
@XmlElement(required=true)
public String name;
public int age;
// Define open content
@XmlAnyElement
public List<Object> oc;
}
//-- Schema fragment
<xs:complexType name="ocPerson">
<xs:sequence>
<xs:element name="name" type="xs:string"/>
<xs:element name="age" type="xs:int"/>
<xs:any minOccurs="0" maxOccurs="unbounded">
</xs:sequence>
</xs:complexType>
// .NET auto generated code from schema
public class ocPerson
{
private String name;
private int age;
private System.Xml.XmlElement[] anyField;<
public String name { ... }
public int age { ... }
public System.Xml.XmlElement[] Any {
{
get { return this.anyField; }
set { this.anyField = value; }
}
}

Data Contracts
236
Example 16.25. Using @XmlAnyAttribute for open content
//-- Java code fragment
@XmlType(propOrder={"name", "age"}
public class OcPerson {
public String name;
public int age;
// Define open content
@XmlAnyAttribute
public java.util.Map oc;
}
//-- Schema fragment
<xs:complexType name="ocPerson">
<xs:sequence>
<xs:element name="name" type="xs:string"/>
<xs:element name="age" type="xs:int"/>
</xs:sequence>
<xs:anyAttribute/>
</xs:complexType>
// .NET auto generated code from schema
public class ocPerson
{
private String name;
private double age;
private System.Xml.XmlAttribute[] anyAttrField;<
public String name { ... }
public double age { ... }
public System.Xml.XmlElement[] anyAttr {
{
get { return this.anyAttrField; }
set { this.anyAttrField = value; }
}
}
16.1.5. Enum Type
Guideline: A Java enum type maps to an XML schema type constrained by enumeration facets. This, in
turn, binds to the .NET type enum type.
Example 16.26. Java enum # xs:simpleType (with enum facets) # .NET enum
//-- Java code fragment
public enum USState {MA, NH}
//-- Schema fragment
<xs:simpleType name="usState">
<xs:restriction base="xs:string">
<xs:enumeration value="NH" />
<xs:enumeration value="MA" />
</xs:restriction>
</xs:simpleType>
// .NET auto generated code from schema
public enum usState { NH, MA }

Data Contracts
237
16.1.6. Package-level Annotations
The following package-level JAXB annotations are relevant from an interoperability standpoint:
•@XmlSchema - customizes the mapping of package to XML namespace.
•@XmlSchemaType - customizes the mapping of XML schema built-in type. The @XmlSchemaType
annotation can also be used at the property/field level, as was seen in the example XMLGregorianCal-
endar Type.
16.1.6.1. @XmlSchema Annotation
A package is mapped to an XML namespace. The following attributes of the XML namespace can be
customized using the @XmlSchema annotation parameters:
•elementFormDefault using @XmlSchema.elementFormDefault()
•attributeFormDefault using @XmlSchema.attributeFormDefault()
•targetNamespace using @XmlSchema.namespace()
• Associate namespace prefixes with the XML namespaces using the @XmlSchema.ns() annotation
These XML namespace attributes are bound to .NET serialization attributes (for example, XmlSerial-
izer attributes).
16.1.6.2. Not Recommended Annotations
Any JAXB 2.0 annotation can be used, but the following are not recommended:
• The javax.xml.bind.annotation.XmlElementDecl annotation is used to provide complete
XML schema support.
• The @XmlID and @XmlIDREF annotations are used for XML object graph serialization, which is not
well supported.
16.2. Web Service - Start from WSDL
The following guidelines apply when designing a Java web service starting from a WSDL:
1. If the WSDL was generated by DataContractSerializer, enable JAXB 2.0 customizations de-
scribed in Customizations for WCF Service WSDL. The rationale for the JAXB 2.0 customizations is
described in the same section.
2. If the WSDL is a result of contract first approach, verify that the WSDL can be processed by either the
DataContractSerializer or XmlSerializer mechanisms.
The purpose of this step is to ensure that the WSDL uses only the set of XML schema features support-
ed by JAXB 2.0 or .NET serialization mechanisms. JAXB 2.0 was designed to support all the XML
schema features. The WCF serialization mechanisms, DataContractSerializer and XmlSe-
rializer, provide different levels of support for XML schema features. Thus, the following step will
ensure that the WSDL/schema file can be consumed by the WCF serialization mechanisms.
svcutil wsdl-file

Data Contracts
238
The svcutil.exe tool, by default, uses DataContractSerializer but falls back to XmlSe-
rializer if it encounters an XML schema construct not supported by XmlFormatter.
16.3. Customizations for WCF Service WSDL
When developing either a Java web service or a Java client from a WCF service WSDL generated using
DataContractSerializer, the following JAXB 2.0 customizations are useful and/or required.
•generateElementProperty attribute
•mapSimpleTypeDef attribute
The following sections explain the use and rationale of these customizations.
16.3.1. generateElementProperty Attribute
WCF service WSDL generated from a programming language such as C# using DataContractSe-
rializer may contain XML Schema constructs which result in JAXBElement<T> in generated
code. A JAXBElement<T> type can also sometimes be generated when a WSDL contains advanced
XML schema features such as substitution groups or elements that are both optional and nillable. In all
such cases, JAXBElement<T> provides roundtripping support of values in XML instances. However,
JAXBElement<T> is not natural to a Java developer. So the generateElementProperty cus-
tomization can be used to generate an alternate developer friendly but lossy binding. The different bindings
along with the trade-offs are discussed below.
16.3.1.1. Default Binding
The following is the default binding of an optional (minOccurs="0") and
nillable(nillable="true") element:
Example 16.27.
<!-- XML schema fragment -->
<xs:element name="person" type="Person"/>
<xs:complexType name="Person">
<xs:sequence>
<xs:element name="name" type="xs:string"
nillable="true" minOccurs="0"/>
</xs:sequence>
</xs:complexType>
...
Example 16.28.
// Binding
public class Person {
JAXBElement<String> getName() {...};
public void setName(JAXBElement<String> value) {...}
}
Since the XML element name is both optional and nillable, it can be represented in an XML instance in
one of following ways:
Example 16.29.
<!-- Absence of element name-->

Data Contracts
239
<person>
<-- element name is absent -->
</person>
<!-- Presence of an element name -->
<person>
<name xsi:nil="true"/>
</person>
The JAXBElement<String> type roundtrips the XML representation of name element across an un-
marshal/marshal operation.
16.3.1.2. Customized Binding
When generateElementProperty is false, the binding is changed as follows:
Example 16.30.
// set JAXB customization generateElementProperty="false"
public class Person {
String getName() {...}
public void setName(String value) {...}
}
The above binding is more natural to Java developer than JAXBElement<String>. However, it does
not roundtrip the value of name.
JAXB 2.0 allows generateElementProperty to be set:
• Globally in <jaxb:globalBindings>
• Locally in <jaxb:property> customization
When processing a WCF service WSDL, it is recommended that the generateElementProperty
customization be set in <jaxb:globalBindings>:
Example 16.31.
<jaxb:bindings version="2.0"
xmlns:jxb="http://java.sun.com/xml/ns/jaxb"
xmlns:xs="http://www.w3.org/2001/XMLSchema">
<jaxb:bindings schemaLocation="schema-importedby-wcfsvcwsdl"
node="/xs:schema">
<jaxb:globalBindings generateElementProperty="false"/>
</jaxb:bindings>
...
Note
The generateElementProperty attribute was introduced in JAXB 2.1.
16.3.1.3. mapSimpleTypeDef Attribute
XML Schema Part 2: Datatype defines facilities for defining datatypes for use in XML Schemas. .NET
platform introduced the CLR types for some of the XML schema datatypes as described in CLR to XML
Schema Type Mapping.

Data Contracts
240
Table 16.1. CLR to XML Schema Type Mapping
CLR Type XML Schema Type
byte xs:unsignedByte
uint xs:unsignedInt
ushort xs:unsignedShor
ulong xs:unsignedLong
However, there are no corresponding Java types that map to the XML Schema types listed in CLR to XML
Schema Type Mapping. Furthermore, JAXB 2.0 maps these XML schema types to Java types that are
natural to Java developer. However, this results in a mapping that is not one-to-one. For example:
•xs:int -> int
•xs:unsignedShort -> int
The lack of a one-to-one mapping means that when XML Schema types shown in CLR to XML Schema
Type Mapping are used in an xsi:type construct, they won‚Äö#Ñ#¥t be preserved by default across an
unmarshal followed by marshal operation. For example:
Example 16.32.
// C# web method
public Object retObject(Object objvalue);
// Java web method generated from WCF service WSDL
public Object retObject(
Object objvalue);
}
The following illustrates why xsi:type is not preserved across an unmarshal/marshal operation.
• A value of type uint is marshalled by WCF serialization mechanism as:
Example 16.33.
<objvalue xsi:type="xs:unsignedShort"/>
• JAXB 2.0 unmarshaller unmarshals the value as an instance of int and assigns it to parameter obj-
value.
• The objvalue is marshalled back by JAXB 2.0 marshaller with an xsi:type of xs:int.
Example 16.34.
<objvalue xsi:type="xs:int"/>
One way to preserve and roundtrip the xsi:type is to use the mapSimpleTypeDef customization.
The customization makes the mapping of XML Schema Part 2 datatypes one--to-one by generating addi-
tional Java classes. Thus, xs:unsignedShort will be bound to its own class rather than int, as shown:
Example 16.35.
//Java class to which xs:unsignedShort is bound
public class UnsignedShort { ... }
The following illustrates how the xsi:type is preserved across an unmarshal/marshal operation:

Data Contracts
241
• A value of type uint is marshalled by WCF serialization mechanism as:
Example 16.36.
<objvalue xsi:type="xs:unsignedShort"/>
• JAXB 2.0 unmarshaller unmarshals the value as an instance of UnsignedShort and assigns it to
parameter objvalue.
• The objvalue is marshalled back by JAXB 2.0 marshaller with an xsi:type of xs:int.
Example 16.37.
<objvalue xsi:type="xs:unsignedShort"/>
Guideline: Use the mapSimpleTypedef customization where roundtripping of XML Schema types in
CLR to XML Schema Type Mapping are used in xsi:type. However, it is preferable to avoid the use
of CLR types listed in CLR to XML Schema Type Mapping since they are specific to .NET platform.
The syntax of the mapSimpleTypeDef customization is shown below.
Example 16.38.
<jaxb:bindings version="2.0"
xmlns:jxb="http://java.sun.com/xml/ns/jaxb"
xmlns:xs="http://www.w3.org/2001/XMLSchema">
<jaxb:bindings schemaLocation="schema-importedby-wcfsvcwsdl">
<jaxb:globalBindings mapSimpleTypeDef="true"/>
</jaxb:bindings>
....
16.4. Developing a Microsoft .NET Client
This section describes how to develop a .NET client that uses data binding.
To Develop a Microsoft .NET Client
Perform the following steps to generate a Microsoft .NET client from a Java web service WSDL file.
1. Generate WCF web service client artifacts using the svcutil.exe tool:
svcutil.exe java-web-service-wsdl
svcutil.exe has the following options for selecting a serializer:
•svcutil.exe /serializer:auto (default)
•svcutil.exe /serializer:DataContractSerializer
•svcutil.exe /serializer:XmlSerializer
It is recommended that you use the default option, /serializer:auto. This option ensures that
svcutil.exe falls back to XmlSerializer if an XML schema construct is used that cannot be
processed by DataContractSerializer.
For example, in the following class the field price is mapped to an XML attribute that cannot be
consumed by DataContractSerializer.

Data Contracts
242
Example 16.39.
public class POType {
@javax.xml.bind.annotation.XmlAttribute
public java.math.BigDecimal price;
}
<!-- XML schema fragment -->
<xs:complexType name="poType">
<xs:sequence/>
<xs:attribute name="price" type="xs:decimal"/>
</xs:complexType>
2. Develop the .NET client using the generated artifacts.
16.5. BP 1.1 Conformance
JAX-WS 2.0 enforces strict Basic Profile 1.1 compliance. In one situation, the .NET framework does not
enforce strict BP 1.1 semantics, and their usage can lead to interoperability problems.
In rpclit mode, BP 1.1 [http://www.ws-i.org/Profiles/BasicProfile-1.1-2006-04-10.html], R2211 dis-
allows the use of xsi:nil in part accessors: An ENVELOPE described with an rpc-literal binding
MUST NOT have the xsi:nil attribute with a value of "1" or "true" on the part accessors.
From a developer perspective this means that in rpclit mode, JAX-WS does not allow a null to be
passed in a web service method parameter.
Example 16.40.
//Java Web method
public byte[] retByteArray(byte[] inByteArray) {
return inByteArray;
}
Example 16.41.
<!-- In rpclit mode, the above Java web service method will throw an
exception
if the following XML instance with xsi:nil is passed by a .NET client.-->
<RetByteArray xmlns="http://tempuri.org/">
<inByteArray a:nil="true" xmlns=""
xmlns:a="http://www.w3.org/2001/XMLSchema-instance"/>
</RetByteArray>

243
Chapter 17. Using Atomic Transactions
Table of Contents
17.1. Using Web Services Atomic Transactions .................................................................... 243
17.1.1. Overview of Web Services Atomic Transactions ................................................. 243
17.1.2. Enabling Web Services Atomic Transactions on Web Service Endpoint ................... 245
17.1.3. Enabling Web Services Atomic Transactions on Web Service Clients ...................... 251
17.1.4. System Level Configuration ............................................................................ 256
17.1.5. Compatibility ............................................................................................... 256
17.2. About the basicWSTX Example ................................................................................. 257
17.3. Building, Deploying and Running the basicWSTX Example ............................................ 260
17.1. Using Web Services Atomic Transactions
This section describes how to use Web services atomic transactions to enable interoperability with other
external transaction processing systems.
• Overview of Web Services Atomic Transactions
• Enabling Web Services Atomic Transactions on Web Service Endpoint
• Enabling Web Services Atomic Transactions on Web Service Clients
17.1.1. Overview of Web Services Atomic Transactions
Web services enable interoperability with other external transaction processing systems, such as WebLog-
ic, Websphere, JBoss, Microsoft .NET, and so on, through the support of the following specifications:
• Web Services Atomic Transaction (WS-AtomicTransaction) Versions 1.0, 1.1 and
1.2: http://docs.oasis-open.org/ws-tx/wstx-wsat-1.2-spec-cs-01/wstx-
wsat-1.2-spec-cs-01.html
• Web Services Coordination (WS-Coordination) Versions 1.0, 1.1 and
1.2: http://docs.oasis-open.org/ws-tx/wstx-wscoor-1.2-spec-cs-01/wstx-
wscoor-1.2-spec-cs-01.html
These specifications define an extensible framework for coordinating distributed activities among a set
of participants. The coordinator, shown in the following figure, is the central component, managing the
transactional state (coordination context) and enabling Web services and clients to register as participants.

Using Atomic Transactions
244
Figure 17.1. Web Services Atomic Transactions Framework
The following table describes the components of Web services atomic transactions, shown in the previous
figure.
Table 17.1. Components of Web Services Atomic Transactions
Component Description
Coordinator Manages the transactional state (coordination context) and enables
Web services and clients to register as participants.
Activation Service Enables the application to activate a transaction and create a coordi-
nation context for an activity. Once created, the coordination context
is passed with the transaction flow.
Registration Service Enables an application to register as a participant.
Application Protocol X, Y Supported coordination protocols, such as WS-AtomicTransaction.
The following figure shows two server instances interacting within the context of a Web services atomic
transaction.
Figure 17.2. Atomic Transaction - Interaction between two Servers

Using Atomic Transactions
245
Please note the following:
• Using the local JTA transaction manager, a transaction can be imported to or exported from the local
JTA environment as a subordinate transaction, all within the context of a Web service request.
• Creation and management of the coordination context is handled by the local JTA transaction manager.
• All transaction integrity management and recovery processing is done by the local JTA transaction
manager.
The following describes a sample end-to-end Web services atomic transaction interaction:
1. Application A begins a transaction on the current thread of control using the JTA transaction manager
on Server A.
2. Application A calls a Web service method in Application B on Server B.
3. Server A updates its transaction information and creates a SOAP header that contains the coordination
context, and identifies the transaction and local coordinator.
4. Server B receives the request for Application B, detects that the header contains a transaction coordi-
nation context and determines whether it has already registered as a participant in this transaction. If it
has, that transaction is resumed and if not, a new transaction is started.
Application B executes within the context of the imported transaction. All transactional resources with
which the application interacts are enlisted with this imported transaction.
5. Server B enlists itself as a participant in the WS-AtomicTransaction transaction by registering with the
registration service indicated in the transaction coordination context.
6. Server A resumes the transaction.
7. Application A resumes processing and commits the transaction.
17.1.2. Enabling Web Services Atomic Transactions on
Web Service Endpoint
To enable Web services atomic transactions on a Web service endpoint:
• When starting from Java (bottom-up), add the
@com.sun.xml.ws.api.tx.at.Transactional annotation to the Web service endpoint im-
plementation class or method.
The following tables summarizes the configuration options that you can set when enabling Web services
atomic transactions:
Table 17.2. Web Services Atomic Transactions Configuration Options
Attribute Description
Version Version of the Web services atomic transaction coordination context
that is used for Web services and clients. For clients, it specifies the
version used for outbound messages only. The value specified must
be consistent across the entire transaction.

Using Atomic Transactions
246
Attribute Description
Valid values include WSAT10, WSAT11, WSAT12, and DEFAULT.
The DEFAULT value for Web services is all three versions (driven by
the inbound request); the DEFAULT value for Web service clients is
WSAT12.
Flow type Whether the Web services atomic transaction coordination context is
passed with the transaction flow. See table for valid values.
The following table summarizes the valid values for flow type and their meaning on the Web service and
client. The table also summarizes the valid value combinations when configuring web services atomic
transactions for an EJB-style web service that uses the @TransactionAttribute annotation.
Table 17.3. Flow Types Values
Value Web Service Client Web Service Valid EJB
@Transac-
tionAt-
tribute Val-
ues
NEVER JTA transaction: Do not export
transaction coordination context.
No JTA transaction: Do not export
transaction coordination context.
Transaction flow exists: Do
not import transaction coordi-
nation context. If the Coor-
dinationContext header contains
mustunderstand="true",
a SOAP fault is thrown.
No transaction flow: Do not im-
port transaction coordination con-
text.
NEVER,
NOT_SUPPORTED,
REQUIRED,
REQUIRES_NEW,
SUPPORTS
SUPPORTS
(Default) JTA transaction: Export transac-
tion coordination context.
No JTA transaction: Do not export
transaction coordination context.
Transaction flow exists: Import
transaction context.
No transaction flow: Do not im-
port transaction coordination con-
text.
REQUIRED,
SUPPORTS
MANDATORY JTA transaction: Export transac-
tion coordination context.
No JTA transaction: An exception
is thrown.
Transaction flow exists: Import
transaction context.
No transaction flow: Service-side
exception is thrown.
MANDATORY,
REQUIRED,
SUPPORTS
17.1.2.1. Using the @Transactional Annotation in Your JWS File
To enable Web services atomic transactions, specify the
@com.sun.xml.ws.api.tx.at.Transactional annotation on the Web service endpoint imple-
mentation class or method.
• If you specify the @Transactional annotation at the Web service class level, the settings apply to
all two-way methods defined by the service endpoint interface. You can override the flow type value at
the method level; however, the version must be consistent across the entire transaction.
• You cannot explicitly specify the @Transactional annotation on a Web method that is also anno-
tated with @Oneway.

Using Atomic Transactions
247
• Web services atomic transactions cannot be used with the client-side asynchronous programming model.
The format for specifying the @Transactional annotation is as follows:
Example 17.1. @Transactional annotation format
@Transactional(
version=Transactional.Version.[WSAT10|WSAT11|WSAT12|DEFAULT],
value=Transactional.TransactionFowType.[MANDATORY|SUPPORTS|NEVER]
)
For more information about the version and flow type configuration options, see Table.
The following sections provide examples of using the @Transactional annotation at the Web service
implementation class and method levels, and with the EJB @TransactionAttribute annotation.
• Example: Using @Transactional Annotation on a Web Service Class
• Example: Using @Transactional Annotation on a Web Service Method
• Example: Using the @Transactional and the EJB @TransactionAttribute Annotations Together
17.1.2.1.1. Example: Using @Transactional Annotation on a Web Service Class
The following example shows how to add @Transactional annotation on a Web service class. As
shown in the example, there is an active JTA transaction.
Example 17.2. @Transactional Annotation on a Web Service Class
package examples.webservices.jaxws.wsat.simple.service;
. . .
import javax.transaction.UserTransaction;
. . .
import javax.jws.WebService;
import com.sun.xml.ws.api.tx.at.Transactional;
import com.sun.xml.ws.api.tx.at.Transactional.Version;
import com.sun.xml.ws.api.tx.at.Transactional.TransactionFlowType;
/**
* This JWS file forms the basis of a WS-Atomic Transaction Web Service
* with the
* operations: createAccount, deleteAccount, transferMonet, listAccount
*
*/
@WebService(serviceName = "WsatBankTransferService",
targetNamespace = "http://tempuri.org/",
portName = "WSHttpBindingIService")
@Transactional(value = Transactional.TransactionFlowType.MANDATORY,
version = com.sun.xml.ws.api.tx.at.Transactional.Version.WSAT10)
public class WsatBankTransferService {
public String createAccount(String acctNo, String amount) throws java
.lang.Exception {
Context ctx = null;
UserTransaction tx = null;
try {
ctx = new InitialContext();

Using Atomic Transactions
248
tx = (UserTransaction) ctx.lookup("java:comp/UserTransaction");
try {
DataSource dataSource = (DataSource) ctx.lookup
("examples-demoXA-2");
String sql = "insert into wsat_acct_remote (acctno, " +
"amount) values (" + acctNo +
", " + amount + ")";
int insCount = dataSource.getConnection()
.prepareStatement(sql).executeUpdate();
if (insCount != 1)
throw new java.lang.Exception("insert fail at remote" +
".");
return ":acctno=" + acctNo + " amount=" + amount + " " +
"creating. ";
} catch (SQLException e) {
System.out.println("**** Exception caught *****");
e.printStackTrace();
throw new SQLException("SQL Exception during " +
"createAccount() at remote.");
}
} catch (java.lang.Exception e) {
System.out.println("**** Exception caught *****");
e.printStackTrace();
throw new java.lang.Exception(e);
}
}
public String deleteAccount(String acctNo) throws java.lang.Exception {
...
}
public String transferMoney(String acctNo, String amount,
String direction)
throws java.lang.Exception {
...
}
public String listAccount() throws java.lang.Exception {
...
}
}
17.1.2.1.2. Example: Using @Transactional Annotation on a Web Service Method
The following example shows how to add @Transactional annotation on a Web service implemen-
tation method.
Example 17.3. @Transactional Annotation on a Web Service Method
package examples.webservices.jaxws.wsat.simple.service;
. . .
import javax.transaction.UserTransaction;
. . .
import javax.jws.WebService;

Using Atomic Transactions
249
import com.sun.xml.ws.api.tx.at.Transactional;
import com.sun.xml.ws.api.tx.at.Transactional.Version;
import com.sun.xml.ws.api.tx.at.Transactional.TransactionFlowType;
/**
* This JWS file forms the basis of a WS-Atomic Transaction Web Service
* with the
* operations: createAccount, deleteAccount, transferMonet, listAccount
*
*/
@WebService(serviceName = "WsatBankTransferService",
targetNamespace = "http://tempuri.org/",
portName = "WSHttpBindingIService")
public class WsatBankTransferService {
@Transactional(value = Transactional.TransactionFlowType.MANDATORY,
version = com.sun.xml.ws.api.tx.at.Transactional.Version
.WSAT10)
public String createAccount(String acctNo, String amount) throws java
.lang.Exception {
Context ctx = null;
UserTransaction tx = null;
try {
ctx = new InitialContext();
tx = (UserTransaction) ctx.lookup("javax.transaction" + "" +
".UserTransaction");
try {
DataSource dataSource = (DataSource) ctx.lookup
("examples-demoXA-2");
String sql = "insert into wsat_acct_remote (acctno, " +
"amount) values (" + acctNo +
", " + amount + ")";
int insCount = dataSource.getConnection()
.prepareStatement(sql).executeUpdate();
if (insCount != 1)
throw new java.lang.Exception("insert fail at remote" +
".");
return ":acctno=" + acctNo + " amount=" + amount + " " +
"creating. ";
} catch (SQLException e) {
System.out.println("**** Exception caught *****");
e.printStackTrace();
throw new SQLException("SQL Exception during " +
"createAccount() at remote.");
}
} catch (java.lang.Exception e) {
System.out.println("**** Exception caught *****");
e.printStackTrace();
throw new java.lang.Exception(e);
}
}
public String deleteAccount(String acctNo) throws java.lang.Exception {
...

Using Atomic Transactions
250
}
public String transferMoney(String acctNo, String amount,
String direction)
throws java.lang.Exception {
...
}
public String listAccount() throws java.lang.Exception {
...
}
}
17.1.2.1.3. Example: Using the @Transactional and the EJB @TransactionAt-
tribute Annotations Together
The following example illustrates how to use the @Transactional and EJB @TransactionAt-
tribute annotations together. In this case, the flow type values must be compatible.
Example 17.4. @Transactional and the EJB @TransactionAttribute Used Together
package examples.webservices.jaxws.wsat.simple.service;
. . .
import javax.transaction.UserTransaction;
. . .
import javax.jws.WebService;
import javax.ejb.TransactionAttribute;
import javax.ejb.TransactionAttributeType;
import com.sun.xml.ws.api.tx.at.Transactional;
import com.sun.xml.ws.api.tx.at.Transactional.Version;
import com.sun.xml.ws.api.tx.at.Transactional.TransactionFlowType;
/**
* This JWS file forms the basis of a WS-Atomic Transaction Web Service
* with the
* operations: createAccount, deleteAccount, transferMonet, listAccount
*
*/
@WebService(serviceName = "WsatBankTransferService",
targetNamespace = "http://tempuri.org/",
portName = "WSHttpBindingIService")
@Transactional(value = Transactional.TransactionFlowType.MANDATORY,
version = com.sun.xml.ws.api.tx.at.Transactional.Version.WSAT10)
@TransactionAttribute(TransactionAttributeType.REQUIRED)
public class WsatBankTransferService {
. . .
}
17.1.2.2. Enabling Web Services Atomic Transactions Starting From
WSDL
When enabled, Web services atomic transactions are advertised in the WSDL file using a policy assertion.
This table summarizes the WS-AtomicTransaction 1.2 policy assertions that correspond to a set of common
Web services atomic transaction flow type and EJB Transaction attribute combinations.
Web Services Atomic Transaction Policy Assertion Values (WS-AtomicTransaction 1.2)

Using Atomic Transactions
251
Table 17.4. Web Services Atomic Transaction Policy Assertion Values (WS-
AtomicTransaction 1.2)
Atomic Transaction Flow Type EJB @TransactionAt-
tribute WS-AtomicTransaction 1.2 Poli-
cy Assertion
MANDATORY MANDATORY, REQUIRED, SUP-
PORTS
<wsat:ATAssertion/>
SUPPORTS REQUIRED, SUPPORTS <wsat:ATAssertion
wsp:Optional="true"/>
NEVER REQUIRED, REQUIRES_NEW,
NEVER, SUPPORTS,
NOT_SUPPORTED
No policy advertisement
17.1.3. Enabling Web Services Atomic Transactions on
Web Service Clients
On a Web service client, enable Web services atomic transactions using one of the following methods:
• Add the @com.sun.xml.ws.api.tx.at.Transactional annotation on the Web service ref-
erence injection point for a client.
• Pass the com.sun.xml.ws.api.tx.at.TransactionalFeature as a parameter when cre-
ating the Web service proxy or dispatch.
• At run-time, if the non-atomic transactional Web service client calls an atomic transaction-enabled Web
service, then based on the flow type settings:
• If the flow type is set to SUPPORTS or NEVER on the service-side, then the call is included as part
of the transaction.
• If the flow type is set to MANDATORY, then an exception is thrown.
17.1.3.1. Using @Transactional Annotation with the @WebSer-
viceRef Annotation
To enable Web services atomic transactions, specify the
@com.sun.xml.ws.api.tx.at.Transactional annotation on the Web service client at the
Web service reference (@WebServiceRef) injection point.
See Using the @Transactional Annotation in Your JWS File for the description of @Transactional
annotation format.
The following example illustrates how to annotate the Web service reference injection point. As shown in
the example, the active JTA transaction becomes a part of the atomic transaction.
Example 17.5. Using @Transactional Annotation with the @WebServiceRef
Annotation
package examples.webservices.jaxws.wsat.simple.client;
. . .
import javax.servlet.*;
import javax.servlet.http.*;

Using Atomic Transactions
252
. . .
import java.net.URL;
import javax.xml.namespace.QName;
import javax.transaction.UserTransaction;
import javax.transaction.SystemException;
import javax.xml.ws.WebServiceRef;
import com.sun.xml.ws.api.tx.at.Transactional;
*/
/**
* This example demonstrates using a WS-Atomic Transaction to create or
* delete an account,
* or transfer money via Web service as a single atomic transaction.
*/
public class WsatBankTransferServlet extends HttpServlet {
...
String url = "http://localhost:7001";
URL wsdlURL = new URL(url +
"/WsatBankTransferService/WsatBankTransferService");
...
DataSource ds = null;
UserTransaction utx = null;
try {
ctx = new InitialContext();
utx = (UserTransaction) ctx.lookup("javax.transaction" +
".UserTransaction");
utx.setTransactionTimeout(900);
} catch (java.lang.Exception e) {
e.printStackTrace();
}
WsatBankTransferService port = getWebService(wsdlURL);
try {
utx.begin();
if (remoteAccountNo.length() > 0) {
if (action.equals("create")) {
result = port.createAccount(remoteAccountNo,
amount);
} else if (action.equals("delete")) {
result = port.deleteAccount(remoteAccountNo);
} else if (action.equals("transfer")) {
result = port.transferMoney(remoteAccountNo,
amount, direction);
}
}
utx.commit();
result = "The transaction is committed " + result;
} catch (java.lang.Exception e) {
try {
e.printStackTrace();
utx.rollback();
result = "The transaction is rolled back. " + e
.getMessage();
} catch (java.lang.Exception ex) {
e.printStackTrace();

Using Atomic Transactions
253
result = "Exception is caught. Check stack trace.";
}
}
request.setAttribute("result", result);
...
@Transactional(value = Transactional.TransactionFlowType.MANDATORY,
version = Transactional.Version.WSAT10)
@WebServiceRef()
WsatBankTransferService_Service service;
private WsatBankTransferService getWebService() {
return service.getWSHttpBindingIService();
}
public String createAccount(String acctNo, String amount) throws
java.lang.Exception {
Context ctx = null;
UserTransaction tx = null;
try {
ctx = new InitialContext();
tx = (UserTransaction) ctx.lookup("javax.transaction" +
".UserTransaction");
try {
DataSource dataSource = (DataSource) ctx.lookup
("examples-dataSource-demoXAPool");
String sql = "insert into wsat_acct_local (acctno, " +
"amount) values (
" + acctNo + ", " + amount + ")";
int insCount = dataSource.getConnection()
.prepareStatement(sql).executeUpdate();
if (insCount != 1)
throw new java.lang.Exception("insert fail at " +
"local.");
return ":acctno=" + acctNo + " amount=" + amount + " " +
"creating.. ";
} catch (SQLException e) {
System.out.println("**** Exception caught *****");
e.printStackTrace();
throw new SQLException("SQL Exception during " +
"createAccount() at local.");
}
} catch (java.lang.Exception e) {
System.out.println("**** Exception caught *****");
e.printStackTrace();
throw new java.lang.Exception(e);
}
}
public String deleteAccount(String acctNo) throws java.lang.Exception {
...
}
public String transferMoney(String acctNo, String amount,
String direction)

Using Atomic Transactions
254
throws java.lang.Exception {
...
}
public String listAccount() throws java.lang.Exception {
...
}
}
17.1.3.2. Passing the TransactionalFeature to the Client
To enable Web services atomic transactions on the client of the Web service, you can pass the
com.sun.xml.ws.api.tx.at.TransactionalFeature as a parameter when creating the Web
service proxy or dispatch, as illustrated in the following example.
Example 17.6. Passing the TransactionalFeature to the Client
package examples.webservices.jaxws.wsat.simple.client;
. . .
import javax.servlet.*;
import javax.servlet.http.*;
. . .
import java.net.URL;
import javax.xml.namespace.QName;
import javax.transaction.UserTransaction;
import javax.transaction.SystemException;
import com.sun.xml.ws.api.tx.at.TransactionalFeature;
import com.sun.xml.ws.api.tx.at.Transactional.Version;
import com.sun.xml.ws.api.tx.at.Transactional.TransactionFlowType;
*/
/**
* This example demonstrates using a WS-Atomic Transaction to create
* or delete an account,
* or transfer money via Web service as a single atomic transaction.
*/
public class WsatBankTransferServlet extends HttpServlet {
...
String url = "http://localhost:7001";
URL wsdlURL = new URL(url +
"/WsatBankTransferService/WsatBankTransferService");
...
DataSource ds = null;
UserTransaction utx = null;
try {
ctx = new InitialContext();
utx = (UserTransaction) ctx.lookup("javax.transaction" +
".UserTransaction");
utx.setTransactionTimeout(900);
} catch (java.lang.Exception e) {
e.printStackTrace();
}
WsatBankTransferService port = getWebService(wsdlURL);

Using Atomic Transactions
255
try {
utx.begin();
if (remoteAccountNo.length() > 0) {
if (action.equals("create")) {
result = port.createAccount(remoteAccountNo,
amount);
} else if (action.equals("delete")) {
result = port.deleteAccount(remoteAccountNo);
} else if (action.equals("transfer")) {
result = port.transferMoney(remoteAccountNo,
amount, direction);
}
}
utx.commit();
result = "The transaction is committed " + result;
} catch (java.lang.Exception e) {
try {
e.printStackTrace();
utx.rollback();
result = "The transaction is rolled back. " + e
.getMessage();
} catch (java.lang.Exception ex) {
e.printStackTrace();
result = "Exception is caught. Check stack trace.";
}
}
request.setAttribute("result", result);
...
// Passing the TransactionalFeature to the Client
private WsatBankTransferService getWebService(URL wsdlURL) {
TransactionalFeature feature = new TransactionalFeature();
feature.setFlowType(TransactionFlowType.MANDATORY);
feature.setVersion(Version.WSAT10);
WsatBankTransferService_Service service = new
WsatBankTransferService_Service(wsdlURL,
new QName("http://tempuri.org/",
"WsatBankTransferService"));
return service.getWSHttpBindingIService(new javax.xml.ws.soap
.AddressingFeature(), feature);
}
public String createAccount(String acctNo, String amount) throws
java.lang.Exception {
Context ctx = null;
UserTransaction tx = null;
try {
ctx = new InitialContext();
tx = (UserTransaction) ctx.lookup("javax.transaction" +
".UserTransaction");
try {
DataSource dataSource = (DataSource) ctx.lookup
("examples-dataSource-demoXAPool");
String sql = "insert into wsat_acct_local (acctno, " +
"amount) values (
" + acctNo + ", " + amount + ")";

Using Atomic Transactions
256
int insCount = dataSource.getConnection()
.prepareStatement(sql).executeUpdate();
if (insCount != 1)
throw new java.lang.Exception("insert fail at " +
"local.");
return ":acctno=" + acctNo + " amount=" + amount + " " +
"creating.. ";
} catch (SQLException e) {
System.out.println("**** Exception caught *****");
e.printStackTrace();
throw new SQLException("SQL Exception during " +
"createAccount() at local.");
}
} catch (java.lang.Exception e) {
System.out.println("**** Exception caught *****");
e.printStackTrace();
throw new java.lang.Exception(e);
}
}
public String deleteAccount(String acctNo) throws java.lang.Exception {
...
}
public String transferMoney(String acctNo, String amount,
String direction)
throws java.lang.Exception {
...
}
public String listAccount() throws java.lang.Exception {
...
}
}
17.1.4. System Level Configuration
To specify SSL be used for WS-AT protocol exchanges set the wsat.ssl.enabled system property
to true, i.e. start the server with -Dwsat.ssl.enabled=true. The default value is false.
To disabled WS-AT transaction logging and recovery set the wsat.recovery.enabled system prop-
erty to false, i.e. start the server with -Dwsat.recovery.enabled=false. The default value is
true.
The WS-C and WS-AT endpoints necessary for WS-AT are deployed only when the first web service
is deployed to the container. Therefore, it is necessary to have at least one web service deployed to the
target container for WS-AT to function properly even in the case where only clients are used in the Metro
instance.
17.1.5. Compatibility
Compatibility between the Metro 2.1 and pre-2.1 (submission version) WS-AT implementions is not sup-
ported.

Using Atomic Transactions
257
17.2. About the basicWSTX Example
The basicWSTX example shows the following on the client-side:
1. Developers use existing Java Transaction APIs (JTA). Invocations of transacted web service operations
flow transactional context from client to web service. Persistent resources updated with client-created
transactions are all committed or rolled back as a single atomic transaction.
2. After the client-side code commits or aborts the JTA transaction, the client confirms that all operations
in the transaction succeeded or failed by using calls to verify methods on the transacted web service.
SampleServiceClient, a WSIT servlet that initiates the transaction, and msclient, a client that
performs the same operations but runs on the Microsoft side, both interact with the following components
running on the service-side:
1. SimpleService, a web service implemented as a Java servlet with transacted operations. The Edit
Web Service Attributes feature in the NetBeans IDE WSIT plug-in is used to configure Transaction
Attributes of each web service operation.
2. SimpleServiceASCMTEJB, a web service implemented as container-managed transaction enter-
prise bean (CMT EJB). No configuration is necessary for this case.
3. LibraryFacadeWebServiceBean, a web service that uses the Java Persistence API (JPA) with
two JDBC resources
4. Managed Java EE resources participating in a distributed transaction having its transacted updates all
committed or rolled back
The servlet and CMT EJB transacted web service operations manipulate two JMS resources:
•jms/ConnectionFactory, an XATransaction connection factory
•jms/Queue, a JMS queue
The LibraryFacadeWebServiceBean web service operations manipulate the JDBC resources:
•connectionPool, an XATransaction JDBC connection pool
•jdbc/javaProgrammingLibrary, a JDBC connection resource
This example shows how to use XATransaction -enabled JMS and JDBC. The first version of this
example, showing WSIT-to-WSIT operations, has the SampleServiceClient client configured to
run on one GlassFish instance and the service running on the other GlassFish instance. Either the Java
client or the Java web service could be replaced by a semantically equivalent Microsoft implementation.
The Java client is, in fact, replaced by a Microsoft WCF client in the more advanced version of the example.
With the SampleServiceClient client, the WS-Coordination/WS-AtomicTransaction protocol mes-
sages flow back and forth between the two GlassFish instances just as they do in the Microsoft-to-Sun
transaction interoperability scenario with the msclient client.
The basicWSTX example was initially designed so it could be run in either one or in two GlassFish do-
mains. If you run the example in one domain, only one coordinator is used; no WS-Coordination protocol
messages will be exchanged. This chapter explains how to run the example in two domains so both pro-
tocols, WS-Coordination and WS-AtomicTransaction (WS-AT), are used, as shown in WS-Coordination
and WS-AtomicTransaction Protocols in Two GlassFish Domains.

Using Atomic Transactions
258
Figure 17.3. WS-Coordination and WS-AtomicTransaction Protocols in Two
GlassFish Domains
The example also provides the msclient client, which is the equivalent of the client servlet shown in
Domain 2.
Components in the basicWSTX Example shows the components that make up the two domain example.
Again, the msclient client would be equivalent to the client servlet in Domain 2 in this figure as well.

Using Atomic Transactions
259
Figure 17.4. Components in the basicWSTX Example
The service, which runs in domain1, is comprised of two components:
•SimpleService, a web service that is implemented as a servlet with transacted operations
•SimpleServiceASCMTEJB, a container-managed transaction enterprise bean (CMT EJB) web ser-
vice
The SimpleService web service uses two JMS resources that are created in domain1:

Using Atomic Transactions
260
•jms/ConnectionFactory, an XATransaction connection factory
•jms/Queue, a JMS queue
The LibraryFacadeWebServiceBean web service uses the Java Persistence API (JPA) with two
JDBC resources that are created in domain1:
•connectionPool, an XATransaction JDBC connection pool
•jdbc/javaProgrammingLibrary, a JDBC connection resource
The client servlet, which runs in domain2, initiates the transaction.
17.3. Building, Deploying and Running the ba-
sicWSTX Example
Complete the following steps to configure your environment then build, deploy, and run the basicWSTX
example.
To Build, Deploy, and Run the basicWSTX Example
1. Download the wsittutorial.zip [http://java.net/projects/wsit-docs/sources/svn/content/trunk/
www/releases/1.2/wsittutorial.zip] sample kit for this example.
2. Ensure that properties that point to your local Application Server (or GlassFish) and WSIT
Tutorial installations have been set.
a. Copy file tut-install/wsittutorial/examples/bp-project/
build.properties.sample to file tut-install/wsittutorial/exam-
ples/bp-project/build.properties.
b. Set the javaee.home and wsit.tutorial.home properties in the file tut-in-
stall/wsittutorial/examples/bp-project/build.properties.
c. Ensure that Application Server (or GlassFish) and at least Ant 1.6.5 have been installed
and are on the path.
Application Server (or GlassFish) includes Ant 1.6.5, which can be found in the as-in-
stall/lib/ant/bin directory.
3. Set up your environment to run the basicWSTX example.
To configure your environment to run the example:
a. Change to the tut-install/wsittutorial/examples/wstx/basicWSTX/Sam-
pleService directory:
cd tut-install/wsittutorial/examples/wstx/basicWSTX/SampleService
b. Issue the following command to configure your environment to run the example:
ant setup
This step performs the following configuration tasks for you:
• Starts domain1.

Using Atomic Transactions
261
• Creates the resources (jms/Queue and XATransaction jms/ConnectionFactory)
used in the example.
• Creates and sets up two Application Server (or GlassFish) domains.
The domains can be created either on one machine or on two different machines. These steps
show you how to do it on one machine. The first domain, domain1, is created as part of the
Application Server (or GlassFish) installation.
• Establishes trust between the two domains by installing each domain's s1as security certificate
in the other domain's truststore.
4. Use the NetBeans IDE to create a database connection.
a. Start the NetBeans IDE.
b. In the Services tab, right-click Databases and select New Connection.
The New Database Connection dialog displays.
c. Select Java DB (Network) as name
d. Type localhost in the Host field.
e. Type 1527 in the Port field.
f. Type wstxSampleDB in the Database field.
g. Type app in the User Name field.
h. Type app in the Password field.
i. Select the Remember password checkbox.
j. Click OK.
5. Register the Application Server (or GlassFish) server instances (domain1 and domain2) in the
NetBeans IDE.
a. If Sun Java System Application Server (domain1) is already registered, go to Step 5j. If
it is not, go to Step 4b.
b. In the Services tab, right-click Servers, and select Add Server.
The Add Server Instance dialog appears.
c. Choose the server (Sun Java System Application Server (or GlassFish V2) from the drop-
down list and give it a descriptive name, such as Sun Java System Application Server -
domain1 (Server), and then click Next.
The Platform Location dialog displays.
d. ClickBrowse, navigate to the location where the Application Server (or GlassFish server)
is installed, then click Choose.
e. Make sure that the Register Local Default Domain radio button has been selected.

Using Atomic Transactions
262
f. Use the drop-down list to select domain1, then click Next.
The Domain Admin Login Info dialog displays.
g. Type admin in the Admin Username field.
h. Type adminadmin in the Admin Password field.
i. Click Finish.
The server instance you just registered is the one in which you will run the web service (Sam-
pleService).
j. Right-click Servers and select Add Server.
The Add Server Instance dialog appears.
k. Choose the server (Sun Java System Application Server (or GlassFish V2) from the drop-
down list and give it a descriptive name, such as Sun Java System Application Server -
domain2 (Client), and then click Next.
The Platform Location dialog displays.
l. ClickBrowse, navigate to the location where the Application Server (or GlassFish server)
is installed, then click Choose.
m. Make sure that the Register Local Default Domain radio button has been selected.
n. Use the drop-down list to select domain2, then click Next.
The Domain Admin Login Info dialog displays.
o. Type admin in the Admin Username field.
p. Type adminadmin in the Admin Password field.
q. Click Finish.
The server instance you just registered is the one in which you will run the web service client
(SampleServiceClient).
6. Open the SampleService project and associate the SampleService web service with the appro-
priate instance (domain1) of the Application Server (or GlassFish server).
a. Select File, then Open Project.
b. Browse to the tut-install/wsittutorial/examples/wstx/basicWSTX/ direc-
tory and select the SampleService project.
c. Select the Open as Main Project check box.
d. Select the Open Required Projects check box.
e. Click Open Project.
The SampleService project and two required projects, SampleService-ejb and SampleSer-
vice-war, are opened and are shown in the Projects tab.

Using Atomic Transactions
263
f. In the Projects tab, right-click SampleService, select Properties, then select the Run cate-
gory.
g. Use the Server drop-down list to point to the default domain, domain1, for the Application
Server (or Glassfish) server instance you registered in Step 5.
h. Click OK.
7. Resolve references to or add the Toplink Essentials Library to the SampleService-ejb project.
The SampleService-ejb project references the Toplink Essentials Library Module that is included
with NetBeans IDE. To verify whether the reference to this library is resolved in your NetBeans IDE
environment:
a. Right click the SampleService-ejb project and select Properties.
b. Select the Libraries category.
You should see Toplink Essentials in the Compile-time Libraries pane of the Compile tab.
c. If you do not see the library, click Add Library to display the Add Library dialog.
d. Locate and select Toplink Essentials and then click Add Library.
You should now see Toplink Essentials in the Compile-time Libraries pane of the Compile tab.
e. Click OK.
To verify that you have Toplink Essentials library in NetBeans IDE, select Tools and then Library
Manager. You should see "Toplink Essentials" in the left pane. If you don't, you can create the library
yourself using the two Toplink JAR files in the Application Server (or GlassFish) lib directory and
then resolve the reference to the newly created library.
8. Set the proper transaction attributes for each mapping (wsdl:binding /
wsdl:operation) in the SimpleService-war web service.
To set the transaction attributes for the SampleService-war web service:
a. In the Projects tab, expand the SampleService-war node.
b. Expand the Web Services node.
c. Right-click Simple Service and select Edit Web Service Attributes.
d. In the Quality of Service tab, expand the five operation nodes and then expand the method
nodes under each operation node. Use the Transaction drop-down list to set the appropri-
ate transaction attribute for each method:
• Set init to Required.
• Set publishRequired to Required.
• Set publishSupports to Supported.
• Set verify to Required.
• Set getMessage to Required.

Using Atomic Transactions
264
If any other operations are displayed, ignore them.
e. Click OK.
Transaction attributes for SampleServiceASCMTEJB do not need to be set; EJB 3.0 trans-
action attributes are used.
The transaction attribute settings for the SampleService-war are
stored in the file SampleService\SampleService-war\web\WEB-INF\wsit-
wstx.sample.service.Simple.xml.
9. Deploy the SampleService web service.
Right-click SampleService and select Undeploy and Deploy. NetBeans IDE will start domain1 and
deploy the web service to that domain.
10. Register the SampleServiceClient client with the appropriate instance (domain2) of the Appli-
cation Server (or GlassFish) server.
a. Select File, then Open Project.
b. Browse to the tut-install/wsittutorial/examples/wstx/basicWSTX/ direc-
tory and select the SampleServiceClient project.
c. Select the Open as Main Project check box.
d. Select the Open Required Projects check box.
e. Click Open Project.
The SampleServiceClient project is opened and is displayed in the Projects tab.
f. In the Projects tab, right-click SampleServiceClient, select Properties, then select the Run
category.
g. Use the Server drop-down list to point to domain2.
h. Click OK.
11. Create web service references for the client (three web service clients, a simpleServlet and two
CMT EJB clients) and generate the WSDL for all.
a. In the Projects tab, right-click SampleServiceClient, select New, then select Web Service
Client.
The New Web Service Client dialog displays.
b. Click Browse next to the Project field.
The Browse Web Services dialog displays.
c. Expand SampleService-war, select Simple, then click OK.
d. In the Package field, type wstx.sample.client, then click Finish.
e. Right-click SampleServiceClient, select New, then select Web Service Client.

Using Atomic Transactions
265
The New Web Service Client dialog displays.
f. Click Browse next to the Project field.
The Browse Web Services dialog displays.
g. Expand SampleService-ejb, select SimpleAsCMTEjb, then click OK.
h. In the Package field, type wstx.sample.ejbclient, then click Finish.
i. Right-click SampleServiceClient, select New, then select Web Service Client.
The New Web Service Client dialog displays.
j. Click Browse next to the Project field.
The New Web Service Client dialog displays.
k. Expand SampleService-ejb, select LibraryFacadeWebServiceBean, then click OK.
l. In the Package field, type wstx.sample.library, then click Finish.
12. If transaction attributes for the servlet (see Step 7) or CMT EJB web service have changed,
those services must be deployed and client web service references refreshed to get new web
service attributes.
To refresh the client web service references for this example:
a. In the Projects tab, open the SampleServiceClient, then open Web Service References.
b. Right-click Simple and select Refresh Client to refresh the client node and regenerate the
WSDL for the simpleServlet.
c. Right-click SimpleAsCMTEjb to do the same for the CMT EJB client.
d. Right-click LibraryFacadeWebServiceBean to do the same for the LibraryFacadeWeb-
ServiceBean client.
13. Deploy and run the client.
Right-click SampleServiceClient and select Run.
NetBeans IDE will start domain2, deploy the servlet and EJB CMT clients to that domain, then display
the results for both in a pop-up browser window, as shown in basicWSTX Results.

Using Atomic Transactions
266
Figure 17.5. basicWSTX Results

267
Chapter 18. Managing Policies
Table of Contents
18.1. Managing Policies ................................................................................................... 267
18.1.1. Introduction ................................................................................................. 267
18.1.2. Policy References ......................................................................................... 267
18.1.3. WSDL Import .............................................................................................. 269
18.1.4. External Policy References ............................................................................. 271
18.1. Managing Policies
18.1.1. Introduction
The section WSIT Configuration and WS-Policy Assertions explained how WSIT functionality is config-
ured using policies. If you are deploying a web service bundled with WSDL then all these policies are
contained in the WSDL document. A web service that has no WSDL bundled will read the policies from a
configuration file and then generate WSDL that contains these policies. This model works fine if you de-
velop a few web services and do not want to share policies. NetBeans will generate the configuration with
the policies for you and you do not need to be concerned with the details. Sometimes however, particularly
in larger scale deployments, you will want to use the same policies for all web services or you might want
to use an enterprise-wide policy. The following sections explain how to use externally defined policies.
18.1.2. Policy References
Policies are referenced using the XML element PolicyReference. Here is an example of a WSDL fragment
that contains a policy and its reference:
Example 18.1.
<?xml version="1.0" encoding="UTF-8"?>
<definitions
xmlns:wsu="http://docs.oasis-open.org/wss/2004/01/
oasis-200401-wss-wssecurity-utility-1.0.xsd"
xmlns:soap="http://schemas.xmlsoap.org/wsdl/soap/"
xmlns:tns="http://service.test.policy.ws.xml.sun.com/"
xmlns:xsd="http://www.w3.org/2001/XMLSchema"
xmlns:wsp="http://schemas.xmlsoap.org/ws/2004/09/policy"
xmlns="http://schemas.xmlsoap.org/wsdl/"
targetNamespace="http://service.test.policy.ws.xml.sun.com/"
name="TestServiceService">
...
<wsp:Policy
wsu:Id="TestServicePortBindingPolicy"
xmlns:wsaws="http://www.w3.org/2005/08/addressing"
xmlns:wsrm="http://schemas.xmlsoap.org/ws/2005/02/rm/policy">
<wsp:ExactlyOne>
<wsp:All>
<wsaws:UsingAddressing
xmlns:wsaws="http://www.w3.org/2006/05/addressing/wsdl"/>
<wsrm:RMAssertion/>
</wsp:All>
</wsp:ExactlyOne>

Managing Policies
268
</wsp:Policy>
...
<binding name="TestServicePortBinding" type="tns:TestService">
<wsp:PolicyReference URI="#TestServicePortBindingPolicy"/>
<soap:binding transport="http://schemas.xmlsoap.org/soap/http"
style="document"/>
<operation name="echo">
<soap:operation soapAction=""/>
<input>
<soap:body use="literal"/>
</input>
<output>
<soap:body use="literal"/>
</output>
</operation>
</binding>
...
</definitions>
Above you see one policy defined with the id TestServicePortBindingPolicy. This policy is referenced
by the PolicyReference element in the WSDL binding section. You can see here that the policy reference
#TestServicePortBindingPolicy is relative as signified by the leading # character. This is telling the policy
processor that it is to look for this policy only in the enclosing document.
An alternative to WS-Policy identifiers and relative references are WS-Policy Names [http://www.w3.org/
TR/2007/REC-ws-policy-20070904/#Policy_Identification]. A Name is an absolute URI that can be re-
solved across document boundaries. Here is an example of a WSDL fragment that contains a policy iden-
tified by a Name and the corresponding PolicyReference:
Example 18.2.
<?xml version="1.0" encoding="UTF-8"?>
<definitions
xmlns:wsu="http://docs.oasis-open.org/wss/2004/01/
oasis-200401-wss-wssecurity-utility-1.0.xsd"
xmlns:soap="http://schemas.xmlsoap.org/wsdl/soap/"
xmlns:tns="http://service.test.policy.ws.xml.sun.com/"
xmlns:xsd="http://www.w3.org/2001/XMLSchema"
xmlns:wsp="http://schemas.xmlsoap.org/ws/2004/09/policy"
xmlns="http://schemas.xmlsoap.org/wsdl/"
targetNamespace="http://service.test.policy.ws.xml.sun.com/"
name="TestServiceService">
...
<wsp:Policy
Name="http://service.test.policy.ws.xml.sun.com/
TestServicePortBindingPolicy"
xmlns:wsaws="http://www.w3.org/2005/08/addressing"
xmlns:wsrm="http://schemas.xmlsoap.org/ws/2005/02/rm/policy">
<wsp:ExactlyOne>
<wsp:All>
<wsaws:UsingAddressing
xmlns:wsaws="http://www.w3.org/2006/05/addressing/wsdl"/>
<wsrm:RMAssertion/>
</wsp:All>
</wsp:ExactlyOne>
</wsp:Policy>
...
<binding name="TestServicePortBinding" type="tns:TestService">
<wsp:PolicyReference

Managing Policies
269
URI="http://service.test.policy.ws.xml.sun.com/
TestServicePortBindingPolicy"/>
<soap:binding transport="http://schemas.xmlsoap.org/soap/http"
style="document"/>
<operation name="echo">
<soap:operation soapAction=""/>
<input>
<soap:body use="literal"/>
</input>
<output>
<soap:body use="literal"/>
</output>
</operation>
</binding>
...
</definitions>
The mechanism of using a PolicyReference element to reference a policy is defined in WS-Policy [http://
www.w3.org/TR/2007/REC-ws-policy-20070904/#Policy_References]. The PolicyReference element in
the above examples is a direct child element of the WSDL binding element. That effectively means that
we attached the policy with id TestServicePortBindingPolicy to this particular WSDL binding element.
In theory, policies could be attached to any WSDL element using that technique. In practice however,
policies may only be attached to a few select elements, depending on the policy assertions that the policy
contains. In the example above we have one addressing and one reliable messaging assertion. Both may
only be attached to WSDL port and WSDL binding elements.
18.1.3. WSDL Import
The WSDL import [http://www.w3.org/TR/wsdl#_document-n] statement lets us to manage policies in
one central document and refer to these policies from any other WSDL document. The policies contained
in a separate WSDL document are best identified using the WS-Policy Name attribute because that allows
to reference these policies by an absolute URI that does not depend on the location of the imported WSDL
document. Here is an example of how this may look.
Example 18.3. policies.wsdl
<?xml version="1.0" encoding="UTF-8"?>
<definitions xmlns:tns="http://policies.test.policy.ws.xml.sun.com/"
xmlns:wsp="http://schemas.xmlsoap.org/ws/2004/09/policy"
xmlns="http://schemas.xmlsoap.org/wsdl/"
targetNamespace="http://policies.test.policy.ws.xml.sun.com/"
name="Policies">
<wsp:Policy
Name="http://policies.test.policy.ws.xml.sun.com/
ReliableMessagingPolicy"
xmlns:wsaws="http://www.w3.org/2005/08/addressing"
xmlns:wsrm="http://schemas.xmlsoap.org/ws/2005/02/rm/policy">
<wsp:ExactlyOne>
<wsp:All>
<wsaws:UsingAddressing
xmlns:wsaws="http://www.w3.org/2006/05/addressing/wsdl"/>
<wsrm:RMAssertion/>
</wsp:All>
</wsp:ExactlyOne>
</wsp:Policy>
<wsp:Policy

Managing Policies
270
Name="http://policies.test.policy.ws.xml.sun.com/SecurePolicy"
xmlns:sp="http://schemas.xmlsoap.org/ws/2005/07/securitypolicy">
<wsp:ExactlyOne>
<wsp:All>
<wsaws:UsingAddressing
xmlns:wsaws="http://www.w3.org/2006/05/addressing/wsdl"/>
<sp:SymmetricBinding>
<wsp:Policy>
<sp:ProtectionToken>
<wsp:Policy>
<sp:X509Token
sp:IncludeToken="http://schemas.xmlsoap.org/
ws/2005/07/securitypolicy/IncludeToken/Never">
<wsp:Policy>
<sp:WssX509V3Token10/>
</wsp:Policy>
</sp:X509Token>
</wsp:Policy>
</sp:ProtectionToken>
<sp:Layout>
<wsp:Policy>
<sp:Strict/>
</wsp:Policy>
</sp:Layout>
<sp:IncludeTimestamp/>
<sp:OnlySignEntireHeadersAndBody/>
<sp:AlgorithmSuite>
<wsp:Policy>
<sp:Basic128/>
</wsp:Policy>
</sp:AlgorithmSuite>
</wsp:Policy>
</sp:SymmetricBinding>
<sp:Wss11>
<wsp:Policy>
<sp:MustSupportRefKeyIdentifier/>
<sp:MustSupportRefIssuerSerial/>
<sp:MustSupportRefThumbprint/>
<sp:MustSupportRefEncryptedKey/>
</wsp:Policy>
</sp:Wss11>
</wsp:All>
</wsp:ExactlyOne>
</wsp:Policy>
</definitions>
Example 18.4. reliable-service.wsdl
<?xml version="1.0" encoding="UTF-8"?>
<definitions xmlns:soap="http://schemas.xmlsoap.org/wsdl/soap/"
xmlns:xsd="http://www.w3.org/2001/XMLSchema"
xmlns:wsp="http://schemas.xmlsoap.org/ws/2004/09/policy"
xmlns="http://schemas.xmlsoap.org/wsdl/"
xmlns:tns="http://reliable.service.test.policy.ws.xml.sun.com/"
targetNamespace="http://
reliable.service.test.policy.ws.xml.sun.com/"
name="ReliableService">
...
<import namespace="http://reliable.service.test.policy.ws.xml.sun.com/"

Managing Policies
271
location=".../policies.wsdl"/>
...
<binding name="ReliableServicePortBinding"
type="tns:ReliableService">
<wsp:PolicyReference
URI="http://policies.test.policy.ws.xml.sun.com/
ReliableMessagingPolicy"/>
<soap:binding transport="http://schemas.xmlsoap.org/soap/http"
style="document"/>
<operation name="echo">
<soap:operation soapAction=""/>
<input>
<soap:body use="literal"/>
</input>
<output>
<soap:body use="literal"/>
</output>
</operation>
</binding>
...
</definitions>
Example 18.5. secure-service.wsdl
<?xml version="1.0" encoding="UTF-8"?>
<definitions xmlns:soap="http://schemas.xmlsoap.org/wsdl/soap/"
xmlns:xsd="http://www.w3.org/2001/XMLSchema"
xmlns:wsp="http://schemas.xmlsoap.org/ws/2004/09/policy"
xmlns="http://schemas.xmlsoap.org/wsdl/"
xmlns:tns="http://secure.service.test.policy.ws.xml.sun.com/"
targetNamespace="http://
secure.service.test.policy.ws.xml.sun.com/"
name="SecureService">
...
<import namespace="http://secure.service.test.policy.ws.xml.sun.com/"
location=".../policies.wsdl"/>
...
<binding name="SecureServicePortBinding" type="tns:SecureService">
<wsp:PolicyReference
URI="http://policies.test.policy.ws.xml.sun.com/SecurePolicy"/>
<soap:binding transport="http://schemas.xmlsoap.org/soap/http"
style="document"/>
<operation name="echo">
<soap:operation soapAction=""/>
<input>
<soap:body use="literal"/>
</input>
<output>
<soap:body use="literal"/>
</output>
</operation>
</binding>
...
</definitions>
18.1.4. External Policy References
Since the PolicyReference is a URI, it comes natural to use an absolute URI instead of a relative URI.
This is exactly how you would attach an external policy, i.e. a policy that is not contained in the same

Managing Policies
272
document as the PolicyReference. You still need to reference the policy ID by attaching it to the URI of
the document. Here is an example of a file that contains the same policy as the one that was inside the
WSDL document previously:
Example 18.6.
<wsp:Policy wsu:Id="TestServicePortBindingPolicy"
xmlns:wsu="http://docs.oasis-open.org/wss/2004/01/
oasis-200401-wss-wssecurity-utility-1.0.xsd"
xmlns:wsp="http://schemas.xmlsoap.org/ws/2004/09/policy"
xmlns:wsaws="http://www.w3.org/2005/08/addressing"
xmlns:wsrm="http://schemas.xmlsoap.org/ws/2005/02/rm/policy">
<wsp:ExactlyOne>
<wsp:All>
<wsaws:UsingAddressing
xmlns:wsaws="http://www.w3.org/2006/05/addressing/wsdl"/>
<wsrm:RMAssertion/>
</wsp:All>
</wsp:ExactlyOne>
</wsp:Policy>
Let's assume the document above can be retrieved from the URI http://example.test/policy. You could now
write a WSDL document like this:
Example 18.7.
<?xml version="1.0" encoding="UTF-8"?>
<definitions xmlns:soap="http://schemas.xmlsoap.org/wsdl/soap/"
xmlns:tns="http://service.test.policy.ws.xml.sun.com/"
xmlns:xsd="http://www.w3.org/2001/XMLSchema"
xmlns:wsp="http://schemas.xmlsoap.org/ws/2004/09/policy"
xmlns="http://schemas.xmlsoap.org/wsdl/"
targetNamespace="http://service.test.policy.ws.xml.sun.com/"
name="TestServiceService">
...
<binding name="TestServicePortBinding" type="tns:TestService">
<wsp:PolicyReference
URI="http://example.test/policy#TestServicePortBindingPolicy"/>
<soap:binding transport="http://schemas.xmlsoap.org/soap/http"
style="document"/>
<operation name="echo">
<soap:operation soapAction=""/>
<input>
<soap:body use="literal"/>
</input>
<output>
<soap:body use="literal"/>
</output>
</operation>
</binding>
...
</definitions>
Note that the PolicyReference above uses an absolute URI. It references the document URI appended
with the # character and the ID of the policy. The fact that you need to state the particular ID allows to
contain multiple policies inside one document and reference single policies out of that document. Here is
an example of a document with more than one policy:

Managing Policies
273
Example 18.8.
<?xml version="1.0" encoding="UTF-8"?>
<policies xmlns:wsp="http://schemas.xmlsoap.org/ws/2004/09/policy"
xmlns:wsu="http://docs.oasis-open.org/wss/2004/01/
oasis-200401-wss-wssecurity-utility-1.0.xsd"
xmlns:wsoma="http://schemas.xmlsoap.org/ws/2004/09/policy/
optimizedmimeserialization"
xmlns:wsaws="http://www.w3.org/2006/05/addressing/wsdl"
xmlns:wsrm="http://schemas.xmlsoap.org/ws/2005/02/rm/policy">
<wsp:Policy wsu:Id="GlobalRMPolicy">
<wsp:ExactlyOne>
<wsp:All>
<wsaws:UsingAddressing
xmlns:wsaws="http://www.w3.org/2006/05/addressing/wsdl"/>
<wsrm:RMAssertion/>
</wsp:All>
</wsp:ExactlyOne>
</wsp:Policy>
<wsp:Policy wsu:Id="GlobalMtomPolicy">
<wsp:ExactlyOne>
<wsp:All>
<wsoma:OptimizedMimeSerialization/>
</wsp:All>
</wsp:ExactlyOne>
</wsp:Policy>
</policies>
The policies are contained by a policies element so that this document is valid XML. This
root element may actually have any name. Assuming that this document has the absolute URI
http://example.test/policies, you can now create references for both policies: <PolicyReference
URI="http://example.test/policies#GlobalRMPolicy"/> and <PolicyReference
URI="http://example.test/policies#GlobalMtomPolicy"/>.
Note that unlike the approach discussed in section WSDL Import, external policy references may not be
interoperable with other products.

274
Chapter 19. Monitoring and
Management
Table of Contents
19.1. Introduction to Metro JMX Monitoring ....................................................................... 274
19.2. Enabling and Disabling Monitoring ............................................................................ 274
19.2.1. Enabling and disabling Metro monitoring via system properties ............................. 275
19.2.2. Enabling and disabling endpoint monitoring via policy ......................................... 275
19.2.3. Enabling and disabling client monitoring via policy ............................................. 275
19.3. Monitoring Identifiers .............................................................................................. 276
19.3.1. Endpoint Monitoring Identifiers ....................................................................... 276
19.3.2. Client monitoring identifiers ........................................................................... 277
19.3.3. Identifier Character Mapping ........................................................................... 277
19.3.4. Resolving Monitoring Root Name Conflicts ....................................................... 277
19.4. Available Monitoring Information .............................................................................. 278
19.4.1. WSClient Information .................................................................................... 280
19.4.2. WSEndpoint Information ................................................................................ 281
19.4.3. WSNonceManager Information ........................................................................ 282
19.4.4. WSRMSCSessionManager Information ............................................................. 283
19.4.5. WSRMSequenceManager Information .............................................................. 284
19.5. Notes .................................................................................................................... 285
19.1. Introduction to Metro JMX Monitoring
JMX monitoring and management is built into Metro-based services and clients. Monitoring allows one
to view the state of parts of Metro runtime system while it is in operation. Management allows one to
change values dynamically. The rest of this document will refer to Metro monitoring and management
as simply "monitoring".
Metro monitoring should not be confused with Metro's Web Service Configuration Management (Metro
CM). Monitoring enables one to view the state of the Metro runtime, whereas Metro CM is for
(re)configuring a web service.
19.2. Enabling and Disabling Monitoring
Metro-based services have monitoring turned on by default.
Metro-based clients have monitoring turned off by default.
Clients are off by default because there is no standard way to dispose of a client and release its resources.
Metro does include a proprietary method for disposing a proxy. Assuming you have an AddNumbers
service:
Example 19.1.
AddNumbersPortType port = new AddNumbersService().getAddNumbersPort();
...
((java.io.Closeable)port).close();

Monitoring and Management
275
If you enable client monitoring it is recommended you close client proxies when they are no longer used.
19.2.1. Enabling and disabling Metro monitoring via sys-
tem properties
Metro has two system properties for controlling monitoring scoped to the JVM:
Example 19.2.
com.sun.xml.ws.monitoring.endpoint
com.sun.xml.ws.monitoring.client
Setting either to false will disable all monitoring for Metro-based endpoints (i.e., web services) or
clients, respectively, in a JVM.
19.2.2. Enabling and disabling endpoint monitoring via
policy
Metro includes a policy assertion for enabling and disabling monitoring for specific services and endpoints.
For an endpoint (using an AddNumbersService as an example):
Example 19.3.
<service name="AddNumbersService">
<port name="AddNumbersPort" binding="tns:AddNumbersPortBinding">
<wsp:Policy>
<sunman:ManagedService
xmlns:sunman="http://java.sun.com/xml/ns/metro/management"
management="false"
monitoring="true">
</sunman:ManagedService>
</wsp:Policy>
...
</port>
</service>
The ManagedService assertion is placed inside (or referenced from) the port element in the
endpoint's WSDL (if creating a service from WSDL) or in the endpoint's configuration file (if creating
a service from Java).
This assertion is used by both Metro CM and monitoring. See Metro CM for the meaning and operation
of the management attribute.
Metro monitoring is turned off for the specific endpoint if the monitoring attribute is set to false.
If the policy assertion or the monitoring attribute is not present, or the monitoring attribute is set
to true then monitoring is turned on for that endpoint (unless endpoint monitoring is turned off for the
JVM).
19.2.3. Enabling and disabling client monitoring via poli-
cy
For a client the ManagedClient assertion is used:

Monitoring and Management
276
Example 19.4.
<sunman:ManagedClient
xmlns:sunman="http://java.sun.com/xml/ns/metro/management"
management="false"
monitoring="true"
>
</sunman:ManagedClient>
This is placed inside the <service>/<port> element of the *.xml file corresponding to the service
referenced from the src/java/META-INF/wsit-client.xml configuration file. (Note: the exam-
ple path to the wsit-client.xml file is where the file is located when building using NetBeans.)
When the monitoring attribute of ManagedClient is set to true then monitoring will be turned on
for that specific client (unless the client JVM property is set to false).
19.3. Monitoring Identifiers
19.3.1. Endpoint Monitoring Identifiers
19.3.1.1. Default Endpoint Monitoring Identifiers
Each endpoint is given a unique monitoring identifier (also call "root name"). That identifier is made up
of (in order):
• The context path (if it is available).
• The local part of the service name.
• The local part of the port name.
For example, suppose one creates a web application with a context path of /AddNumbersService and
a Metro web service is deployed under that context path with an AddNumbersService service name
and a AddNumbersPort port name. Then the identifier will be:
Example 19.5.
/AddNumbersService-AddNumbersService-AddNumbersPort
When deploying in GlassFish an INFO log message is output to GlassFish's server.log file when the
monitoring root is created. In this example the message would be:
Example 19.6.
Metro monitoring rootname successfully set to: amx:pp=/mon/server-
mon[server],type=WSEndpoint,name=/AddNumbersService-AddNumbersService-
AddNumbersPort
The name part is the identifier. The amx:pp=... part reflects that this Metro endpoint is federated under
GlassFish's AMX tree. Note: when deploying in non-GlassFish containers then Metro monitoring will be
under a top-level node: com.sun.metro.
19.3.1.2. User-assigned Endpoint Monitoring Identifiers
It is possible to give user-assigned identifiers to monitoring endpoints. Include an id attribute in the
ManagedService policy assertion. For example:

Monitoring and Management
277
Example 19.7.
<sunman:ManagedService
xmlns:sunman="http://java.sun.com/xml/ns/metro/management"
management="false"
monitoring="true"
id="ExampleService"
>
</sunman:ManagedService>
In this case, the INFO log will say:
Example 19.8.
Metro monitoring rootname successfully set to: amx:pp=/mon/server-
mon[server],type=WSEndpoint,name=ExampleService
19.3.2. Client monitoring identifiers
19.3.2.1. Default Client Monitoring Identifiers
Each client stub is given a unique monitoring identifier. That identifier is the endpoint address of the service
it will communicate with. For example, for a client of the AddNumbersService above the identifier,
as shown in GlassFish's log, will be:
Example 19.9.
Metro monitoring rootname successfully set to: amx:pp=/mon/server-
mon[server],type=WSClient,name=http-//localhost-8080/AddNumbersService/
AddNumbersService
(Note that ':' characters have been replaced with '-'. See below for more info.)
19.3.2.2. User-assigned Client Monitoring Identifiers
To give a user-assigned identifier use the id attribute in the ManagedClient policy assertion.
19.3.3. Identifier Character Mapping
Some characters in a root name are converted to the '-' character. This is to avoid the need to quote char-
acters that are not legal in JMX. The regular expression used to find and replace those characters is:
Example 19.10.
"\n|\\|\"|\\*|\\?|:|=|,"
19.3.4. Resolving Monitoring Root Name Conflicts
It is possible that two root names can be the same. This can happen when deploying web services with
the same service name and port name under different context paths in non-GlassFish containers because
the context path is not available to the naming mechanism when in other containers. This can also happen
when two different proxies are communicating with the same service.

Monitoring and Management
278
When root names clash, then the rootname has -<N> appended, where N is a unique integer.
19.4. Available Monitoring Information
To show what monitoring information is available we will use two tools:
• JConsole [http://www.openjdk.org/tools/svc/jconsole/index.html]
• Jmxterm [http://www.cyclopsgroup.org/projects/jmxterm/]
Neither of these tools is officially supported by GlassFish nor Metro. However, they are useful for browsing
the mbeans in a JVM.
The following screenshot shows one client and two services running inside the same instance of GlassFish.
Figure 19.1. Monitoring - One client and two services running inside the same
instance of GlassFish
Metro has five mbean types:
• WSClient
• General information for a client.
• WSEndpoint
• General information for an endpoint.
• WSNonceManager
• Nonce [http://en.wikipedia.org/wiki/Cryptographic_nonce] manager used by endpoints to prevent
replay attacks.
• This only exists on the endpoint side, scoped per-endpoint.

Monitoring and Management
279
• WSRMSCSessionManager
• Manages Reliable Messaging (RM) and/or Secure Conversation (SC) sessions.
• This only exists on the endpoint side, scoped per-endpoint.
• WSRMSequenceManager
• Manages Reliable Messaging sequences.
• This exists on both client and endpoints sides, scoped per-stub and per-endpoint respectively.
In the screenshot there is
• one client that is connected to the AddNumbersService
• two endpoints: a /s17... service and an ExampleService
• one WSNonceManager associated with the /s17... service
• two WSRMSCSessionManagers, one for each of the two services
• two WSRMSequenceManagers, one associated with the client, the other with ExampleService.
Using Jmxterm you can find these same mbeans (note: the output of beans show a lot of beans, this has
been edited to only show Metro's mbeans):
Example 19.11.
java -jar <Jmxterm-jar>
Welcome to JMX terminal. Type "help" for available commands.
$>open localhost:8686
#Connection to localhost:8686 is opened
$>beans
...
#domain = amx:
amx:name=/s17-PingService-PingPort,pp=/mon/server-mon[server],type=WSEndpoint
amx:name=ExampleService,pp=/mon/server-mon[server],type=WSEndpoint
amx:name=NonceManager,pp=/mon/server-mon[server]/WSEndpoint[/s17-PingService-
PingPort],type=WSNonceManager
amx:name=RMSequenceManager,pp=/mon/server-mon[server]/WSClient[http-//
localhost-8080/AddNumbersService/AddNumbersService],type=WSRMSequenceManager
amx:name=RMSequenceManager,pp=/mon/server-mon[server]/
WSEndpoint[ExampleService],type=WSRMSequenceManager
amx:name=RM_SC_SessionManager,pp=/mon/server-mon[server]/WSEndpoint[/s17-
PingService-PingPort],type=WSRMSCSessionManager
amx:name=RM_SC_SessionManager,pp=/mon/server-mon[server]/
WSEndpoint[ExampleService],type=WSRMSCSessionManager
amx:name=http-//localhost-8080/AddNumbersService/AddNumbersService,pp=/mon/
server-mon[server],type=WSClient
...

Monitoring and Management
280
19.4.1. WSClient Information
The following screenshot shows the top-level information available for each client:
Figure 19.2. Monitoring - top-level information available for each client
• Children: the WSRMSequenceManager that is used by this client.
• Container: the container in which the client is deployed---in this case: GlassFish. Note that the actual
container object has not been instrumented with monitoring so it Java class@address is printed.
• Name: the root name given for this client.
• Parent: show the WSClient under the AMX mbean.
• qnameToPortInfoMap: an internal map used by the runtime system.
• serviceClass: The SEI (service endpoint interface).
• serviceName: From the WSDL.
• wsdlDocumentLocation: Where the WSDL used to create the client lives. (Note: when a service is
created using NetBeans it makes a local copy of the WSDL, therefore the example shows a file instead
of an http location.)
• wsdlService: an internal data structure that is not instrumented.
To see these attributes in jmxterm:
Example 19.12.
$>bean amx:name=http-//localhost-8080/AddNumbersService/
AddNumbersService,pp=/mon/server-mon[server],type=WSClient
$>info

Monitoring and Management
281
#class name = WSClient
# attributes
%0 - Children ([Ljavax.management.ObjectName;, r)
%1 - Container (java.lang.String, r)
%2 - Name (java.lang.String, r)
%3 - Parent (javax.management.ObjectName, r)
%4 - qnameToPortInfoMap (javax.management.openmbean.TabularData, r)
%5 - serviceClass (java.lang.String, r)
%6 - serviceName (java.lang.String, r)
%7 - wsdlDocumentLocation (java.lang.String, r)
%8 - wsdlService (java.lang.String, r)
$>get Name
Name = http-//localhost-8080/AddNumbersService/AddNumbersService;
19.4.2. WSEndpoint Information
Figure 19.3. Monitoring - WSEndpoint information
• Children: in this example there are two other mbeans associated with the example service.
• addressingVersion: generally this will be W3C unless explicitly using a different version of addressing.
• bindingID: the namespace for the type of binding used for the service.
• dumpHTTPMessages: when set to true then HTTP messages received and sent by this service are
"dumped" into the log file. It is possible to dynamically set this value. Just click on the value, type in
the value and hit return using JConsole. In jmxterm:
Example 19.13.
$>bean amx:name=ExampleService,pp=/mon/server-mon[server],type=WSEndpoint

Monitoring and Management
282
$>set dumpHTTPMessages true
• features: the "features" (see the JAX-WS specification) used in this endpoint. Using jmxterm (assuming
the bean has been set as in dump above:
Example 19.14.
$>get features
features = [ {
enabled = true;
iD = http://www.w3.org/2005/08/addressing/module;
}, {
enabled = true;
iD = com.sun.xml.ws.rm.ReliableMessagingFeature;
} ];
• jaxwsRuntimeVersion: the version of the JAX-WS specification which is implemented by Metro.
• policy: A representation of the policy used by the endpoint. The entire policy is more easily viewed
using jmxterm: $>get policy. Note: the format of the policy output can and will change.
• portName: The WSDL port name.
• seiModelWSDLLocation: not currently supported.
• serviceDefinitionImports: a list of any of files imported by the main WSDL file for this service.
• serviceDefinitionURL: the service's WSDL.
• serviceName: The WSDL service name.
• soapVersionHttpBindingId: The namespace of the HTTP binding.
• wsdlEndpointAddress: this generally will not contain the real address since it depends on a client calling
the service to exist and the value is taken before that happens.
• wsdlPortTypeName: The WSDL port type.
19.4.3. WSNonceManager Information
This allows one to examine the contents of a nonce manager of a specific service. Using jmxterm:
Example 19.15.
$>bean amx:name=NonceManager,pp=/mon/server-mon[server]/WSEndpoint[/s17-
PingService-PingPort],type=WSNonceManager
$>get NonceCache
NonceCache = {
maxNonceAge = 900000;
nonceCache = {
( F2jz9MkcI9Gcshk1K0snDPhC ) = {
key = F2jz9MkcI9Gcshk1K0snDPhC;
value = 2009-12-03T22:21:39Z;

Monitoring and Management
283
};
};
oldNonceCache = {
};
scheduled = true;
wasCanceled = false;
};
19.4.4. WSRMSCSessionManager Information
Examine reliable messaging and secure conversation keys and sessions for a specific service. Using jmx-
term:
Example 19.16.
$>bean amx:name=RM_SC_SessionManager,pp=/mon/server-mon[server]/
WSEndpoint[ExampleService],type=WSRMSCSessionManager
$>get keys
keys = [ uuid:8593cea6-9328-41fe-986a-abf0745c4470, uuid:0987fa78-
cd7d-4c1c-9ec2-e849b7f68881 ];
$>get sessions
sessions = [ {
creationTime = 1259879310907;
lastAccessedTime = 1259879310907;
securityInfo = {
creationTime = null;
expirationTime = null;
externalId = null;
identifier = null;
issuedTokenContext = null;
secret = null;
};
sessionKey = uuid:8593cea6-9328-41fe-986a-abf0745c4470;
}, {
creationTime = 1259866808000;
lastAccessedTime = 1259866808000;
securityInfo = {
creationTime = null;
expirationTime = null;
externalId = null;
identifier = null;
issuedTokenContext = null;
secret = null;
};
sessionKey = uuid:0987fa78-cd7d-4c1c-9ec2-e849b7f68881;
} ];

Monitoring and Management
284
19.4.5. WSRMSequenceManager Information
Figure 19.4. Monitoring - WSRMSequenceManager Information
• boundSequences: generally an inbound sequence will be bound to an outbound sequence so that requests
and replies are reliable. This table gives the sequence identifiers for those pairs.
• concurrentlyOpenedInbound: the number of inbound sequences opened.
• persistent: true if using Metro's persistent reliable messaging.
• sequences: a map from a sequence identifier to information on that sequence. In jmxterm:
Example 19.17.
$>bean amx:name=RMSequenceManager,pp=/mon/server-mon[server]/
WSEndpoint[ExampleService],type=WSRMSequenceManager
$>get sequences
sequences = {
( uuid:5145de4e-618b-4da3-9004-c715770934d2 ) = {
key = uuid:5145de4e-618b-4da3-9004-c715770934d2;
value = {
ackRequested = false;
boundSecurityTokenReferenceId = null;
closed = false;
expired = false;
hasUnacknowledgedMessages = true;
id = uuid:5145de4e-618b-4da3-9004-c715770934d2;
lastActivityTime = 1259880084724;
lastMessageNumber = 1;
state = CREATED;

Monitoring and Management
285
};
};
( uuid:d16b0fb9-7e80-4598-a3e2-789c9bac9474 ) = {
key = uuid:d16b0fb9-7e80-4598-a3e2-789c9bac9474;
value = {
ackRequested = false;
boundSecurityTokenReferenceId = null;
closed = false;
expired = false;
hasUnacknowledgedMessages = false;
id = uuid:d16b0fb9-7e80-4598-a3e2-789c9bac9474;
lastActivityTime = 1259880084724;
lastMessageNumber = 1;
state = CREATED;
};
};
};
• uniqueEndpointId: An identifier used by the reliable messaging implementation. Note: this is not related
to client and endpoint root name identifiers
19.5. Notes
The AMX mbean is created lazily. Therefore, if one deploys an endpoint in GlassFish and then looks for
the Metro WSEndpoint mbeans using JConsole there are times where the AMX mbean does not appear.
To activate it start up the asadmin GUI or CLI. Or use jmxterm and issue its domains command.
In some cases Metro endpoint mbeans will not appear until the endpoint receives its first client invocation.
WSClient mbeans can appear and disappear quickly if the stub is just used for one call then closed
immediately. A stub that uses reliable messaging or secure conversation generally stays active longer since
it will most likely be used for multiple calls.

286
Chapter 20. Using Metro With Spring
Table of Contents
20.1. Spring Introduction .................................................................................................. 286
20.2. Using Metro With Spring and NetBeans 6.1 ................................................................. 286
20.2.1. Spring NetBeans 6.1 Introduction .................................................................... 286
20.2.2. Creating a Netbeans 6.1 Spring Project ............................................................. 286
20.2.3. Adding a Web Service ................................................................................... 289
20.3. Using Metro With Spring and NetBeans 6.5 ................................................................. 293
20.3.1. Spring NetBeans 6.5 Introduction .................................................................... 293
20.3.2. Creating a NetBeans 6.5 Spring Project ............................................................. 293
20.3.3. Adding a Web Service ................................................................................... 296
20.4. Using WSIT Functionality With Spring ....................................................................... 299
20.1. Spring Introduction
This project [http://jax-ws-commons.java.net/spring/] allows you to deploy a JAX-WS endpoint as a
Spring [http://www.springframework.org/] Service Bean. We won't repeat the information that is on the
site [http://jax-ws-commons.java.net/spring/] already and instead focus on how to get more out of the
Spring integration in the following sections.
20.2. Using Metro With Spring and NetBeans
6.1
20.2.1. Spring NetBeans 6.1 Introduction
NetBeans [http://www.netbeans.org/] provides Spring support [http://www.netbeans.org/kb/61/web/
quickstart-webapps-spring.html] out of the box. You just need to make sure you have the NetBeans plu-
gins installed (Spring Framework Library, Spring Beans and Spring Web MVC). The following section
explains how to create a JAX-WS endpoint with a Spring Web MVC application. The instructions assume
NetBeans 6.1 but should work with NetBeans 6.0 as well.
20.2.2. Creating a Netbeans 6.1 Spring Project
The Spring Web MVC support built into NetBeans is fully integrated into the IDE. That means in order to
create a NetBeans project that integrates Spring, all we need to do is create an ordinary Web Application:

Using Metro With Spring
287
Figure 20.1. Netbeans 6.1 - Creating a Web Application
We are choosing the "Use Dedicated Folder for Storing Libraries" option in the next step because we need
to add a few libraries later:
Figure 20.2. Netbeans 6.1 - Creating a Web Application
In the third screen, I am sticking with the defaults. Finally, in the last step, we get to choose the Spring
Web MVC framework:

Using Metro With Spring
288
Figure 20.3. Netbeans 6.1 - Creating a Web Application - Spring dependencies
Now we still need to add the JAX-WS Spring library to the project. You can download
the library from http://maven2-repository.java.net/source/browse/maven2-repository/trunk/www/repos-
itory/org/jvnet/jax-ws-commons/spring/jaxws-spring/. Then move the library (in my case jaxws-
spring-1.8.jar) into the lib directory of the NetBeans project. Next, right-click on the project in the Net-
Beans navigator and select Properties. In the Properties dialog, select the Libraries category and press the
Add JAR/Folder button. Here you can select the library and add it to the project.

Using Metro With Spring
289
Figure 20.4. Netbeans 6.1 - Creating a Web Application - Adding libraries
The JAX-WS Spring library has a dependency on XBean [http://geronimo.apache.org/xbean/]. That means
we need an additional library. I downloaded this version [http://people.apache.org/repo/m2-ibiblio-rsync-
repository/org/apache/xbean/xbean-spring/3.4/xbean-spring-3.4.jar]. Remember to add this library to the
project as well.
20.2.3. Adding a Web Service
Now that we created a web application project in the previous section, we can add a JAX-WS Web Service.
Simply right-click on the MySpringApp project that we created previously and select New -> Web Ser-
vice... We get a dialog where you must enter the name of the Web Service class and the Java package name:

Using Metro With Spring
290
Figure 20.5. Netbeans 6.1 - Adding a Webservice
All that NetBeans really does when you create the Web Service is generate a skeleton class with the
WebService annotation. You can now add methods to that class etc.
At this point we could actually package and deploy our application to GlassFish and we would get a work-
ing Web Service because GlassFish recognizes the WebService annotation and automatically instantiates
the Web Service. However, we want to use Spring of course, so we need to go through a few additional
steps to instantiate the Web Service as a Spring Bean.
NetBeans already created basic web.xml and applicationContext.xml files. My web.xml file looks like this:
Example 20.1.
<?xml version="1.0" encoding="UTF-8"?>
<web-app version="2.5" xmlns="http://java.sun.com/xml/ns/javaee"
xmlns:xsi="http://www.w3.org/2001/XMLSchema-instance"
xsi:schemaLocation="http://java.sun.com/xml/ns/javaee
http://java.sun.com/xml/ns/javaee/web-app_2_5.xsd">
<context-param>
<param-name>contextConfigLocation</param-name>
<param-value>/WEB-INF/applicationContext.xml</param-value>
</context-param>
<listener>
<listener-class>
org.springframework.web.context.ContextLoaderListener
</listener-class>
</listener>
<servlet>
<servlet-name>dispatcher</servlet-name>
<servlet-class>org.springframework.web.servlet.DispatcherServlet
</servlet-class>

Using Metro With Spring
291
<load-on-startup>2</load-on-startup>
</servlet>
<servlet-mapping>
<servlet-name>dispatcher</servlet-name>
<url-pattern>*.html</url-pattern>
</servlet-mapping>
<session-config>
<session-timeout>
30
</session-timeout>
</session-config>
<welcome-file-list>
<welcome-file>redirect.jsp</welcome-file>
</welcome-file-list>
</web-app>
All that needs to be added to the web.xml is the following:
Example 20.2.
<servlet>
<servlet-name>jaxws-servlet</servlet-name>
<servlet-class>
com.sun.xml.ws.transport.http.servlet.WSSpringServlet
</servlet-class>
</servlet>
<servlet-mapping>
<servlet-name>jaxws-servlet</servlet-name>
<url-pattern>/ws</url-pattern>
</servlet-mapping>
The WSSpringServlet plugs JAX-WS into Spring. The servlet-mapping is mapping the servlet to the sub-
path /ws.
The applicationContext.xml that was created by NetBeans looks like this:
Example 20.3.
<?xml version="1.0" encoding="UTF-8"?>
<beans xmlns="http://www.springframework.org/schema/beans"
xmlns:xsi="http://www.w3.org/2001/XMLSchema-instance"
xmlns:p="http://www.springframework.org/schema/p"
xmlns:aop="http://www.springframework.org/schema/aop"
xmlns:tx="http://www.springframework.org/schema/tx"
xsi:schemaLocation="http://www.springframework.org/schema/beans
http://www.springframework.org/schema/beans/spring-beans-2.5.xsd
http://www.springframework.org/schema/aop
http://www.springframework.org/schema/aop/spring-aop-2.5.xsd
http://www.springframework.org/schema/tx
http://www.springframework.org/schema/tx/spring-tx-2.5.xsd">
<bean id="propertyConfigurer"
class="org.springframework.beans.factory.config.PropertyPlaceholderConfigurer"
p:location="/WEB-INF/jdbc.properties"/>
<bean id="dataSource"
class="org.springframework.jdbc.datasource.DriverManagerDataSource"
p:driverClassName="${jdbc.driverClassName}"
p:url="${jdbc.url}"
p:username="${jdbc.username}"

Using Metro With Spring
292
p:password="${jdbc.password}"/>
<!-- ADD PERSISTENCE SUPPORT HERE (jpa, hibernate, etc) -->
</beans>
To enable the Web Service implementation it is sufficient to add the following to the
applicationContext.xml:
Example 20.4.
<wss:binding url="/ws">
<wss:service>
<ws:service bean="#webService"/>
</wss:service>
</wss:binding>
<!-- this bean implements web service methods -->
<bean id="webService"
class="com.sun.xml.ws.test.MyWebService"/>
The above binds the Web Service Bean to the /ws subpath that we defined in the web.xml and it defines
the actual implementation class (the one that has the WebService annotation). We need to add a couple of
namespace declarations to the applicationContext.xml as well. The final product should look like this:
Example 20.5.
<?xml version="1.0" encoding="UTF-8"?>
<beans xmlns="http://www.springframework.org/schema/beans"
xmlns:xsi="http://www.w3.org/2001/XMLSchema-instance"
xmlns:p="http://www.springframework.org/schema/p"
xmlns:aop="http://www.springframework.org/schema/aop"
xmlns:tx="http://www.springframework.org/schema/tx"
xmlns:ws="http://jax-ws.java.net/spring/core"
xmlns:wss="http://jax-ws.java.net/spring/servlet"
xsi:schemaLocation="http://www.springframework.org/schema/beans
http://www.springframework.org/schema/beans/spring-beans-2.5.xsd
http://www.springframework.org/schema/aop
http://www.springframework.org/schema/aop/spring-aop-2.5.xsd
http://www.springframework.org/schema/tx
http://www.springframework.org/schema/tx/spring-tx-2.5.xsd
http://jax-ws.java.net/spring/core
http://jax-ws.java.net/spring/core.xsd
http://jax-ws.java.net/spring/servlet
http://jax-ws.java.net/spring/servlet.xsd">
<bean id="propertyConfigurer"
class="org.springframework.beans.factory.config.PropertyPlaceholderConfigurer"
p:location="/WEB-INF/jdbc.properties"/>
<bean id="dataSource"
class="org.springframework.jdbc.datasource.DriverManagerDataSource"
p:driverClassName="${jdbc.driverClassName}"
p:url="${jdbc.url}"
p:username="${jdbc.username}"
p:password="${jdbc.password}"/>
<!-- ADD PERSISTENCE SUPPORT HERE (jpa, hibernate, etc) -->

Using Metro With Spring
293
<wss:binding url="/ws">
<wss:service>
<ws:service bean="#webService"/>
</wss:service>
</wss:binding>
<!-- this bean implements web service methods -->
<bean id="webService" class="com.sun.xml.ws.test.MyWebService"/>
</beans>>
If you built and deployed your web application to GlassFish, you should be able to see a human-readable
entry page if you point your browser at http://localhost:8080/MySpringApp/ws. You can find more details
on how to configure JAX-WS for Spring here [http://jax-ws-commons.java.net/spring/].
20.3. Using Metro With Spring and NetBeans
6.5
20.3.1. Spring NetBeans 6.5 Introduction
If you downloaded NetBeans [http://www.netbeans.org/] with the Web & Java EE pack it already comes
equipped with everything you need to develop Spring web applications. Otherwise make sure that you
have the NetBeans plugins installed (Spring Framework Library, Spring Beans and Spring Web MVC).
The following section explains how to create a JAX-WS endpoint with a Spring Web MVC application.
The instructions assume NetBeans 6.5. See Using Metro With Spring and NetBeans 6.1 for instructions
for NetBeans 6.1.
20.3.2. Creating a NetBeans 6.5 Spring Project
The Spring Web MVC support built into NetBeans is fully integrated into the IDE. That means in order to
create a NetBeans project that integrates Spring, all we need to do is create an ordinary Web Application:
Figure 20.6. Netbeans 6.5 - Creating a Web Application

Using Metro With Spring
294
We are choosing the "Use Dedicated Folder for Storing Libraries" option in the next step because we need
to add a few libraries later:
Figure 20.7. Netbeans 6.5 - Creating a Web Application
In the third screen, you may stick with the defaults:
Figure 20.8. Netbeans 6.5 - Creating a Web Application - Servers and Settings
Finally, in the last step, you get to choose the Spring Web MVC framework:

Using Metro With Spring
295
Figure 20.9. Netbeans 6.5 - Creating a Web Application - Spring dependencies
Now you still need to add the JAX-WS Spring library to the project. You can download
the library from http://maven2-repository.java.net/source/browse/maven2-repository/trunk/www/reposi-
tory/org/jvnet/jax-ws-commons/spring/jaxws-spring/. Then move the library (i.e. jaxws-spring-1.8.jar) in-
to the lib directory of the NetBeans project. Next, right-click on the project in the NetBeans navigator
and select Properties. In the Properties dialog, select the Libraries category and press the Add JAR/Folder
button. Here you can select the library and add it to the project.
Figure 20.10. Netbeans 6.5 - Creating a Web Application - Adding libraries
The JAX-WS Spring library has a dependency on XBean [http://geronimo.apache.org/xbean/]. That means
you need an additional library. You can download this version [http://people.apache.org/repo/m2-ibib-
lio-rsync-repository/org/apache/xbean/xbean-spring/3.4/xbean-spring-3.4.jar]. Remember to add this li-
brary to the project as well.

Using Metro With Spring
296
20.3.3. Adding a Web Service
Now that you created a web application project in the previous section, you can add a JAX-WS Web
Service. Simply right-click on the MySpringApp project that you created previously and select New ->
Web Service... You get a dialog where you must enter the name of the Web Service class and the Java
package name:
Figure 20.11. Netbeans 6.5 - Adding a Web Service
All that NetBeans really does when you create the Web Service is generate a skeleton class with the
WebService annotation. You can now add methods to that class etc.
After you added an operation to the web service you could actually package and deploy our application
to GlassFish and you would get a working Web Service because GlassFish recognizes the WebService
annotation and automatically instantiates the Web Service. However, since this is a Spring tutorial, you
need to go through a few additional steps to instantiate the Web Service as a Spring Bean.
NetBeans already created basic web.xml and applicationContext.xml files. The web.xml ought to look
like this:
Example 20.6.
<?xml version="1.0" encoding="UTF-8"?>
<web-app version="2.5" xmlns="http://java.sun.com/xml/ns/javaee"
xmlns:xsi="http://www.w3.org/2001/XMLSchema-instance"
xsi:schemaLocation="http://java.sun.com/xml/ns/javaee
http://java.sun.com/xml/ns/javaee/web-app_2_5.xsd">
<context-param>
<param-name>contextConfigLocation</param-name>

Using Metro With Spring
297
<param-value>/WEB-INF/applicationContext.xml</param-value>
</context-param>
<listener>
<listener-class>
org.springframework.web.context.ContextLoaderListener
</listener-class>
</listener>
<servlet>
<servlet-name>dispatcher</servlet-name>
<servlet-class>org.springframework.web.servlet.DispatcherServlet
</servlet-class>
<load-on-startup>2</load-on-startup>
</servlet>
<servlet-mapping>
<servlet-name>dispatcher</servlet-name>
<url-pattern>*.htm</url-pattern>
</servlet-mapping>
<session-config>
<session-timeout>
30
</session-timeout>
</session-config>
<welcome-file-list>
<welcome-file>redirect.jsp</welcome-file>
</welcome-file-list>
</web-app>
All that needs to be added to the web.xml is the following:
Example 20.7.
<servlet>
<servlet-name>jaxws-servlet</servlet-name>
<servlet-class>
com.sun.xml.ws.transport.http.servlet.WSSpringServlet
</servlet-class>
</servlet>
<servlet-mapping>
<servlet-name>jaxws-servlet</servlet-name>
<url-pattern>/ws</url-pattern>
</servlet-mapping>
The WSSpringServlet plugs JAX-WS into Spring. The servlet-mapping is mapping the servlet to the sub-
path /ws.
The applicationContext.xml that was created by NetBeans looks like this:
Example 20.8.
<?xml version="1.0" encoding="UTF-8"?>
<beans xmlns="http://www.springframework.org/schema/beans"
xmlns:xsi="http://www.w3.org/2001/XMLSchema-instance"
xmlns:p="http://www.springframework.org/schema/p"
xmlns:aop="http://www.springframework.org/schema/aop"
xmlns:tx="http://www.springframework.org/schema/tx"
xsi:schemaLocation="http://www.springframework.org/schema/beans
http://www.springframework.org/schema/beans/spring-beans-2.5.xsd
http://www.springframework.org/schema/aop

Using Metro With Spring
298
http://www.springframework.org/schema/aop/spring-aop-2.5.xsd
http://www.springframework.org/schema/tx
http://www.springframework.org/schema/tx/spring-tx-2.5.xsd">
<bean id="propertyConfigurer"
class="org.springframework.beans.factory.config.PropertyPlaceholderConfigurer"
p:location="/WEB-INF/jdbc.properties"/>
<bean id="dataSource"
class="org.springframework.jdbc.datasource.DriverManagerDataSource"
p:driverClassName="${jdbc.driverClassName}"
p:url="${jdbc.url}"
p:username="${jdbc.username}"
p:password="${jdbc.password}"/>
<!-- ADD PERSISTENCE SUPPORT HERE (jpa, hibernate, etc) -->
</beans>
To enable the Web Service implementation it is sufficient to add the following to the
applicationContext.xml:
Example 20.9.
<wss:binding url="/ws">
<wss:service>
<ws:service bean="#webService"/>
</wss:service>
</wss:binding>
<!-- this bean implements web service methods -->
<bean id="webService" class="example.test.MyWebService"/>
The above binds the Web Service Bean to the /ws subpath that we defined in the web.xml and it defines
the actual implementation class (the one that has the WebService annotation). You need to add a couple
of namespace declarations to the applicationContext.xml as well. The final product should look like this:
Example 20.10.
<?xml version="1.0" encoding="UTF-8"?>
<beans xmlns="http://www.springframework.org/schema/beans"
xmlns:xsi="http://www.w3.org/2001/XMLSchema-instance"
xmlns:p="http://www.springframework.org/schema/p"
xmlns:aop="http://www.springframework.org/schema/aop"
xmlns:tx="http://www.springframework.org/schema/tx"
xmlns:ws="http://jax-ws.java.net/spring/core"
xmlns:wss="http://jax-ws.java.net/spring/servlet"
xsi:schemaLocation="http://www.springframework.org/schema/beans
http://www.springframework.org/schema/beans/spring-beans-2.5.xsd
http://www.springframework.org/schema/aop
http://www.springframework.org/schema/aop/spring-aop-2.5.xsd
http://www.springframework.org/schema/tx
http://www.springframework.org/schema/tx/spring-tx-2.5.xsd
http://jax-ws.java.net/spring/core
http://jax-ws.java.net/spring/core.xsd
http://jax-ws.java.net/spring/servlet
http://jax-ws.java.net/spring/servlet.xsd">

Using Metro With Spring
299
<bean id="propertyConfigurer"
class="org.springframework.beans.factory.config.PropertyPlaceholderConfigurer"
p:location="/WEB-INF/jdbc.properties"/>
<bean id="dataSource"
class="org.springframework.jdbc.datasource.DriverManagerDataSource"
p:driverClassName="${jdbc.driverClassName}"
p:url="${jdbc.url}"
p:username="${jdbc.username}"
p:password="${jdbc.password}"/>
<!-- ADD PERSISTENCE SUPPORT HERE (jpa, hibernate, etc) -->
<wss:binding url="/ws">
<wss:service>
<ws:service bean="#webService"/>
</wss:service>
</wss:binding>
<!-- this bean implements web service methods -->
<bean id="webService" class="example.test.MyWebService"/>
</beans>
If you built and deployed your web application to GlassFish, you should be able to see a human-readable
entry page if you point your browser at http://localhost:8080/MySpringApp/ws. You can find more details
on how to configure JAX-WS for Spring here [http://jax-ws-commons.java.net/spring/].
20.4. Using WSIT Functionality With Spring
This section builds on Using Metro With Spring and NetBeans 6.1 or Using Metro With Spring and Net-
Beans 6.5 because the WSIT functionality is easiest to configure with NetBeans. But you should be able
to apply the instructions when you are not using NetBeans as well.
We assume that you already have a working web application with a Web Service that you can deploy to
Spring. If you followed the instructions on how to set up a NetBeans project, you can now select the Web
Service in the Projects navigator under the Web Services node. All you need to do then is right-click on
the Web Service and select Edit Web Service Attributes from the pop-up window:

Using Metro With Spring
300
Figure 20.12. Netbeans - Edit Web Service Attributes
See these chapters for guidance on the configuration options:
• Developing with NetBeans
•Message Optimization
•Using Reliable Messaging
•Using WSIT Security
•Using Atomic Transactions
Once you have configured everything, you would simply build and deploy your application and Metro
will pick up the configuration that was generated. If you need to create the configuration manually, cre-
ate a file named wsit-package.service.xml and put it into the WEB-INF directory of your application.
package.service needs to be replaced by the fully qualified name of the class that has the WebService
annotation. If your class is named e.g. org.example.MyWebService, the file would need to be named
wsit-org.example.MyWebService. For more detailed instructions, see WSIT Example Using a Web Con-
tainer Without NetBeans IDE.

301
Chapter 21. Further Information
Table of Contents
21.1. Links to more information ........................................................................................ 301
21.1. Links to more information
For more information on Metro, visit the Metro web site at http://metro.java.net/ [http://metro.java.net/]
. On that site, you will find information about the specifications implemented in Metro product, source
code, support information, links to documentation updates, and much more.
Some other sources that contain blogs and/or screencasts about using Metro include the following:
• Sun Metro Bloggers:
http://planets.sun.com/webservices/ [http://planets.sun.com/webservices/]
• Metro: An Overview: (of the WSIT portion of Metro)
http://wsit.java.net/docs/tango-overview.pdf [http://wsit.java.net/docs/tango-overview.pdf]
• Web Services blog:
http://blogs.sun.com/arungupta/category/webservices [http://blogs.sun.com/arungupta/category/web-
services]
• Manual Web Service Configuration Starting From Java Case (and others):
http://blogs.sun.com/japod/date/20070226 [http://blogs.sun.com/japod/date/20070226]
• Develop WSTrust Application Using NetBeans (and others):
http://blogs.sun.com/shyamrao/ [http://blogs.sun.com/shyamrao/]
• Security in Metro (and others):
http://blogs.sun.com/ashutosh/ [http://blogs.sun.com/ashutosh/]
• Metro Screencasts:
http://metro.java.net/discover/screencasts.html [http://metro.java.net/discover/screencasts.html]
• WS-* Specifications Implemented by Metro:
http://wsit.java.net/specification-links.html [http://wsit.java.net/specification-links.html]

