Pulse Secure Universal App For Windows Quick Start Guide Win 5.2.8
User Manual:
Open the PDF directly: View PDF
.
Page Count: 32

© 2016 by Pulse Secure, LLC. All rights reserved
1
Pulse Secure Universal App for Windows
Quick Start Guide
Product Release 5.2.8
Document Revision 1.5
Published: August 2016

© 2016 by Pulse Secure, LLC. All rights reserved
2
Pulse Secure, LLC
2700 Zanker Road, Suite 200
San Jose, CA 95134
http://www.pulsesecure.net
© 2016 by Pulse Secure, LLC. All rights reserved
Pulse Secure and the Pulse Secure logo are trademarks of Pulse Secure, LLC in the United States. All other trademarks, service marks, registered
trademarks, or registered service marks are the property of their respective owners.
Pulse Secure, LLC assumes no responsibility for any inaccuracies in this document. Pulse Secure, LLC reserves the right to change, modify, transfer, or
otherwise revise this publication without notice.
Pulse Secure Universal App for Windows Quick Start Guide
The information in this document is current as of the date on the title page.
END USER LICENSE AGREEMENT
The Pulse Secure product that is the subject of this technical documentation consists of (or is intended for use with) Pulse Secure software. Use of such
software is subject to the terms and conditions of the End User License Agreement (“EULA”) posted at http://www.pulsesecure.net/support/eula. By
downloading, installing or using such software, you agree to the terms and conditions of that EULA.
Revision History
Revision
Date
Description
1.5
August 2016
5.2.8 – Added PowerShell appendix
1.4
July 2016
5.2.8 – Added support for Statement of Health (SoH)
1.3
April 2016
5.2.7 – Added support for Pulse Policy Secure – Source IP Enforcement
1.2
February 2016
5.2.6 – Added Server Configuration step for bypassing Host Checker restriction
1.1
October 2015
5.2.1
1.0
August 2015
5.2.0

Pulse Secure Universal App for Windows
–
Quick Start Guide
© 2016 by Pulse Secure, LLC. All rights reserved
3
Table of Contents
List of Figures ................................................................................................................... 4
Introduction ...................................................................................................................... 7
Overview
...................................................................................................................................................... 7
Supported Platforms
................................................................................................................................... 9
Supported Features
.................................................................................................................................. 10
Limitations
.................................................................................................................................................. 11
Server Configuration
.............................................................................................................................. 12
Pulse Connect Secure Configuration
...................................................................................................... 12
Pulse Policy Secure Configuration
....................................................................................................... 14
Client Configuration
............................................................................................................................... 14
Creating a VPN Connection
..................................................................................................................... 15
Modifying a VPN Connection
................................................................................................................... 17
Removing a VPN Connection
.................................................................................................................. 17
Starting and Stopping a VPN Connection on Windows 10
................................................................... 18
Status and Diagnostics
......................................................................................................................... 20
Connection Status
..................................................................................................................................... 20
Event Viewer
.............................................................................................................................................. 22
Managing Certificates ..................................................................................................... 23
Install User Certificate
........................................................................................................................... 23
Install SA Trusted Server Certificate
................................................................................................... 25
View Certificate Stores
.......................................................................................................................... 28
Upgrading Pulse Secure Windows 8.1 Inbox Connections to Windows 10 ..................... 29
Windows PowerShell Script Examples ........................................................................... 31
Add Pulse connection that uses split tunneling
................................................................................. 31
Add Pulse connection that saves the user credentials
.................................................................... 32
Add Pulse connection that uses a specified role and realm
........................................................... 32
Delete Pulse Connection
...................................................................................................................... 32
Get Pulse connection information
....................................................................................................... 32
Start Pulse connection on application launch
................................................................................... 32
Schema Options
..................................................................................................................................... 33
Index .............................................................................................................................. 34

Pulse Secure Universal App for Windows
–
Quick Start Guide
© 2016 by Pulse Secure, LLC. All rights reserved
4
List of Figures
FIGURE 1: UNIVERSAL APP FOR WINDOWS ................................................................................................................................. 8
FIGURE 2: PULSE SECURE VPN INSTALL SCREEN ........................................................................................................................... 8
FIGURE 3: APPS LIST ............................................................................................................................................................. 15
FIGURE 4: PULSE SECURE VPN MAIN PAGE .............................................................................................................................. 15
FIGURE 5: MANUALLY ADDING A PULSE CONNECTION ................................................................................................................. 16
FIGURE 6: MODIFYING A VPN CONNECTION ............................................................................................................................. 17
FIGURE 7: REMOVING A VPN CONNECTION .............................................................................................................................. 17
FIGURE 8: SYSTEM TRAY NETWORK ICON.................................................................................................................................. 18
FIGURE 9: VPN PAGE ........................................................................................................................................................... 18
FIGURE 10: VPN DISCONNECT OPTION .................................................................................................................................... 19
FIGURE 11: CHANGE ADAPTER OPTIONS .................................................................................................................................. 20
FIGURE 12: NETWORK CONNECTIONS ...................................................................................................................................... 20
FIGURE 13: VPN STATUS WINDOW ........................................................................................................................................ 21
FIGURE 14: EVENT VIEWER WINDOW ...................................................................................................................................... 22
FIGURE 15: CERTIFICATE IMPORT WIZARD ................................................................................................................................ 23
FIGURE 16: PRIVATE KEY PROTECTION PAGE ............................................................................................................................. 24
FIGURE 17: CERTIFICATE STORE PAGE ...................................................................................................................................... 24
FIGURE 18: CERTIFICATE INFORMATION PAGE ........................................................................................................................... 25
FIGURE 19: CERTIFICATE IMPORT WIZARD ................................................................................................................................ 26
FIGURE 20: CERTIFICATE STORE PAGE ...................................................................................................................................... 26
FIGURE 21: CERTIFICATE STORE SELECTION PAGE ....................................................................................................................... 27
FIGURE 22: CERTIFICATE IMPORT WIZARD ................................................................................................................................ 27
FIGURE 23: VIEW CERTIFICATE STORES .................................................................................................................................... 28
FIGURE 24: NETWORK & INTERNET VPN PAGE – VPN CONNECTIONS ...................................................................................... 29
FIGURE 25: INSTALL APP – FREE BUTTON ................................................................................................................................. 30
dsd

Pulse Secure Universal App for Windows
–
Quick Start Guide
© 2016 by Pulse Secure, LLC. All rights reserved
7
CHAPTER 1
Introduction
Overview
The Pulse Secure Universal App for Windows can create a secure connection to your
corporate Pulse Connect Secure SSL VPN gateway to provide instant access to business
applications and data from anywhere at any time. The Universal App provides Layer 3
VPN (SSL) secure VPN connections between a Windows 10 and later device (whether
PC, tablet, smartphone, Xbox, or Windows 10 IoT) and a Pulse Connect Secure (PCS)
gateway (version 8.1 or later). Also, version 5.2.7 and later of the Universal App supports
connections to Pulse Policy Secure gateways (version 5.2 or later) to enable Source IP
Enforcement of Infranet Enforcers.
The Universal App provides a
subset
of the functionality offered by Pulse Secure’s full-
featured desktop client for Windows. The Universal App is ideal for users who need a
simple
and
lightweight
way of establishing either SSL-based VPN connections to Pulse
Connect Secure gateways or Source IP Enforcement brokered by Pulse Policy Secure
gateways. The Pulse Secure Universal App for Windows is the successor to both the Pulse
Secure “In-Box” VPN Plugin for Windows 8.1 and the Pulse Secure Windows Phone 8.1
app.
The Pulse Secure Universal App is localized into several foreign languages and is
available for download at the Microsoft Store.
NOTE: The Pulse Secure Universal App is not a personal VPN
application and does not support the PPTP or L2TP protocols. Please
check with your Help Desk or corporate IT department to be sure that
you have access to an SSL VPN gateway and that it is compatible
with the Pulse Secure Universal App.

Pulse Secure Universal App for Windows
–
Quick Start Guide
© 2016 by Pulse Secure, LLC. All rights reserved
8
Figure 1: Universal App for Windows
The server-side configuration required to support the Universal App is similar to that for
other Pulse Secure desktop and mobile clients. The system administrator can use sign-in
policies, authentication realms, roles
and VPN tunnel policies to define authentication and
access permissions. A typical PCS
gateway configuration to enable Universal App access
involves the creation of a realm, a role and a remediation role intended for Universal App
users.
The Get the App button launches the Install screen. Click
Install
to install Pulse Secure
Universal App on your device.
Figure 2: Pulse Secure VPN Install Screen

Pulse Secure Universal App for Windows
–
Quick Start Guide
© 2016 by Pulse Secure, LLC. All rights reserved
9
Supported Platforms
The Pulse Secure Universal App for Windows can run on any Windows device that runs a
Windows 10 or later variant (example: Windows 10 Professional, Windows 10
Mobile/Phone, etc.). It cannot run on earlier versions of Windows.
The Universal app is qualified to operate with Pulse Connect Secure (PCS) gateways
version 8.1 (and later) and Pulse Policy Secure version 5.2 (and later).
NOTE: A device must be running Windows 10 or later to be able to
run the Pulse Secure Universal App for Windows.

Pulse Secure Universal App for Windows
–
Quick Start Guide
© 2016 by Pulse Secure, LLC. All rights reserved
10
Supported Features
The following is a list of features supported by the Universal App:
VPN (SSL) connections to Pulse Connect Secure gateways v8.1 and
later
Manual end-user connection and disconnection
Authentication types:
o
Username and password
o
Username and RSA token code
(User PIN and system PIN are supported)
o
Client certificate, smart card, and virtual smart card
o
Radius challenge/response
o
Secondary authentication
Authentication server prompts for retry, change password, create
PIN, change PIN and next-token code
Realm/role and preferred realm/role selection
Pre- and post-authentication sign-in notification messages
HTTPS proxy
IPv4 and IPv6
Split tunneling enabled or disabled
NOTE: Universal App connections always have local subnet
access
enabled.
Split tunneling policies: IPv4 inclusion and exclusion routes, and IPv6
inclusion routes.
(
In split-tunneled mode, the DNS search order options do not apply.
Pulse forwards
only those DNS requests contained by the configured
DNS suffixes to the specified DNS servers. You can specify the VPN
option
Search device DNS only
to forward all
DNS requests to configured
DNS servers.)
Host Checker (OS Check and Statement of Health (SoH) only)
Graceful handling of sleep/wakeup transitions
App download from the Microsoft Store
Source IP Enforcement via a v5.2+ Pulse Policy Secure gateway

Pulse Secure Universal App for Windows
–
Quick Start Guide
© 2016 by Pulse Secure, LLC. All rights reserved
11
Limitations
The following features are
not
available with the Universal App:
Connections to gateways from third parties (Only connections to Pulse
Connect Secure and Pulse Policy Secure gateways are supported.)
Full Host Checker support (only the Host Checker “OS-Check” and
“Statement of Health” (SoH) are supported by the Universal App)
Save realm or role preference (The user cannot choose to
save a
connection preference.)
Machine authentication
Location awareness rules
Logon and logoff scripts
WINS server tunnel parameter
UDP-E
SP tun
n
el (o
nly SSL VPNs are supported)
Certificate trust override prompt
RS
A soft-token inte
gration
Session extension
Manual suspend/resume tunnel
SAML authentication
Custom Sign-in pages

Pulse Secure Universal App for Windows
–
Quick Start Guide
© 2016 by Pulse Secure, LLC. All rights reserved
12
Server Configuration
Pulse Connect Secure Configuration
The Pulse Connect Secure (PCS) gateway can be customized to secure your company
resources using authentication realms, user roles, and resource policies. For complete
information on the PCS gateway, see the
Pulse Connect Secure documentation
.
A PCS gateway checks the authentication policy defined for the authentication realm.
The user must meet the security requirements that are defined for a realm's
authentication policy. At the realm level, you can specify security requirements based
on various elements, such as the user's source IP address or the possession of a
client-side certificate. If the user meets the requirements specified by the realm's
authentication policy, the gateway forwards the user's credentials to the appropriate
authentication server. If this server successfully authenticates the user, then the
gateway evaluates the role-mapping rules defined for the realm to determine which
roles to assign to the user.
The following is a generalized example of configuring a Pulse Connect Secure gateway for
the Universal App.
Click
Users > User Roles
and then either select an existing role (preferred) or create a new role.
If creating a new role, specify a name and optional description for the role, for example:
Universal App Role,
Windows Universal VPN Role.
To use certificate authentication at the role level, click
Restrictions > Certificate
on the role’s General tab, and add the required certificate information.
To sign in, enable certificate authentication by clicking “Only allow users with a client-side certificate
signed by Certification Authority”.
NOTE: One typical method of installing the client certificate on the
Windows device is to send the certificate as an attachment to the
Windows user. The certificate must be installed on the Windows
device before the user can connect. The user is prompted to select
the certificate during the initial Pulse VPN connection process
. There
are other mechanisms for transferring the certificate to the client,
including Pulse Connect Secure’s onboarding functionality and third-party
MDM systems.
Define the client certificate, click
Add
, and then click
Save Changes
.
For complete information on certificate authentication, see the chapter
entitled “Understanding Digital Certificate Security” in the Pulse
Connect Secure Administrator’s Guide, which can be found at the Pulse
Secure techpubs site.
Set the options on the role’s Web and Files tables as required.
Click
Users > User Realms
and then create a new realm or select an existing realm. Configure and save your options on the General
and the Authentication Policy tabs.
On the Role Mapping tab, click
New Rule
to create a new role mapping rule.

Pulse Secure Universal App for Windows
–
Quick Start Guide
© 2016 by Pulse Secure, LLC. All rights reserved
13
One option for a role mapping rule is to create a custom expression
that leverages the user-agent string to identify a Universal App. The
Pulse Secure Universal App for Windows user-agent string has a form
like this:
Pulse-Secure/8.1.0.0 (Windows UAP; ARM) PulseVpn/5.2.1.0
You can use all or part of the string in a custom expression that uses
the userAgent variable. For example:
userAgent = '*Windows UAP*'
Select the role that you created earlier for the Universal App users, add it to the
Selected Roles list, and
then click
Save Changes
.
Note: End users will not be able to pass any Host Checker restriction (other than the Windows
Universal OS Check and the Statement of Health (SoH)) in a realm or role. One workaround is to
modify your Host Checker policy to add an “OR” that allows Windows Universal Apps to pass. See
the screen shot below for an example of the “OR Universal-App” syntax required.
The Pulse Secure Universal App for Windows (version 5.2.8 and later) supports “Statement of
Health” (SoH) Host Checker restrictions. The SoH setting can be used to enforce certain
connectivity restrictions based on the posture and health of an endpoint. System administrators can
configure restrictions based on certain conditions, for example, whether antivirus, antispyware
and/or a software firewall is enabled. Currently, the Windows OS itself does
not
support checks for
whether antivirus/antispyware is up-to-date and whether OS auto-update is enabled. See the screen
shot of the administrative console, below, for details on how to configure the options that are
supported.

Pulse Secure Universal App for Windows
–
Quick Start Guide
© 2016 by Pulse Secure, LLC. All rights reserved
14
Pulse Policy Secure Configuration
The Pulse Secure Universal App for Windows (version 5.2.7 and later) supports
Source IP Enforcement via a Pulse Policy Secure (PPS) gateway. Source IP
Enforcement allows a Pulse Policy Secure gateway to communicate with an “Infranet
Enforcer” (i.e., a firewall) to permit the Windows device to communicate through the
firewall. To use this feature, the Universal App simply must connect to a PPS
gateway, authenticate and (optionally) pass the Host OS Check and Statement of
Health (SoH). Once authenticated and once the Host Checker policy is passed, the
PPS gateway can communicate with the Infranet Enforcer to open the appropriate
firewall port for the endpoint Windows device. Periodic Host Checker enforcement can
be configured to ensure that the port can later be closed if the endpoint device
changes in a manner that should cause a cessation of firewall transit for the endpoint
device.
For information on configuring a PPS gateway to enable Source IP Enforcement, see
the “Understanding Infranet Enforcer Source IP Security Policies” section of the Pulse
Policy Secure Complete Software Guide.
Client Configuration
The Pulse Secure Universal App for Windows is available from the Microsoft Store.
Figure 3 shows the Universal App after it has been installed on a Windows device.

Pulse Secure Universal App for Windows
–
Quick Start Guide
© 2016 by Pulse Secure, LLC. All rights reserved
15
Figure 3: Apps List
You can create, manage, and delete Pulse Connect Secure connections by using the
Windows 10
Settings
screen (launched from the Windows
Start
menu).
Figure 4: Pulse Secure VPN Main Page
PCS connections appear as VPN connections in the Networks list.
Creating a VPN Connection
To create a Pulse Secure client VPN connection on a Windows 10 (or later) device:
Tap
Settings
, then tap
Network & Internet
, and then tap
VPN
. The device displays a list of existing
VPN connections.
Figure 5 shows the Windows dialog where you configure the
connection.

Pulse Secure Universal App for Windows
–
Quick Start Guide
© 2016 by Pulse Secure, LLC. All rights reserved
16
Figure 5: Manually Adding a Pulse Connection
To create a new connection, tap the plus ( ). The Add
Profile screen appears.
Tap the VPN Provider box to expand it, and then tap Pulse Secure client VPN to select it.
In the Server name or IP address box, specify the target for this connection.
You can identify the server using the server IP address, the hostname, or
a URL that
optionally specifies the port the connection uses and the
specific sign-in page. To
specify a URL, use the following format:
https://hostname[:port][/][sign-in page]
The brackets indicate options. Also, if you specify a specific sign-in
page, make sure that the name you specify matches what is defined on
the Pulse Connect Secure gateway. (Authentication > Signing in >
Sign-in pages.)
Enter the Profile name. The Profile name appears in the VPN list that you can change as per your
requirement.
Tap
Advanced options
to set the following:
Clear sign-in info – clears any automatically saved authentication
credentials.
Auto proxy - you can specify auto proxy settings for connecting to the
Pulse Connect Secure server through a proxy server.
Manual Proxy – you can specify manual proxy settings for connecting to
the Pulse Connect Secure server through a proxy server.
After the user saves the new connection, it appears in the VPN list. The user can tap the
connection to initiate a VPN connection. When a VPN connection is active, a small lock
icon appears next to the WiFi status icon.

Pulse Secure Universal App for Windows
–
Quick Start Guide
© 2016 by Pulse Secure, LLC. All rights reserved
17
Modifying a VPN Connection
To modify a VPN connection:
Tap Settings, then tap Network & Internet, and then tap VPN. The device displays a list of existing
VPN connections.
Figure 6: Modifying a VPN Connection
Select the connection that you want to modify. Click
Advanced options
and edit the connection
settings.
Removing a VPN Connection
To remove a VPN connection:
Tap Settings, then tap Network & Internet, and then tap VPN. The device displays a list of existing
VPN connections.
Figure 7: Removing a VPN Connection

Pulse Secure Universal App for Windows
–
Quick Start Guide
© 2016 by Pulse Secure, LLC. All rights reserved
18
Select the connection that you want to remove and click
Remove
.
Starting and Stopping a VPN Connection on Windows 10
To start a VPN connection:
Tap the system tray network icon (Wired: , Wireless: ).
Figure 8: System Tray Network Icon
Select the VPN connection to open the VPN settings page.
In the Settings
Network & Internet
VPN page, click
Connect
to start the connection process.
Figure 9: VPN Page

Pulse Secure Universal App for Windows
–
Quick Start Guide
© 2016 by Pulse Secure, LLC. All rights reserved
19
To stop a connection:
Select the connection from the list to see the expanded options.
Figure 10: VPN Disconnect Option
Click
Disconnect
to terminate the connection.

Pulse Secure Universal App for Windows
–
Quick Start Guide
© 2016 by Pulse Secure, LLC. All rights reserved
20
Status and Diagnostics
Connection Status
To view the VPN connection status:
Go to the VPN settings page.
Tap
Change Adapters options
under Related Settings.
Figure 11: Change Adapter Options
Double-click on the connected connection.
Figure 12: Network Connections

Pulse Secure Universal App for Windows
–
Quick Start Guide
© 2016 by Pulse Secure, LLC. All rights reserved
21
The status window shows the connection status.
Figure 13: VPN Status Window

Pulse Secure Universal App for Windows
–
Quick Start Guide
© 2016 by Pulse Secure, LLC. All rights reserved
22
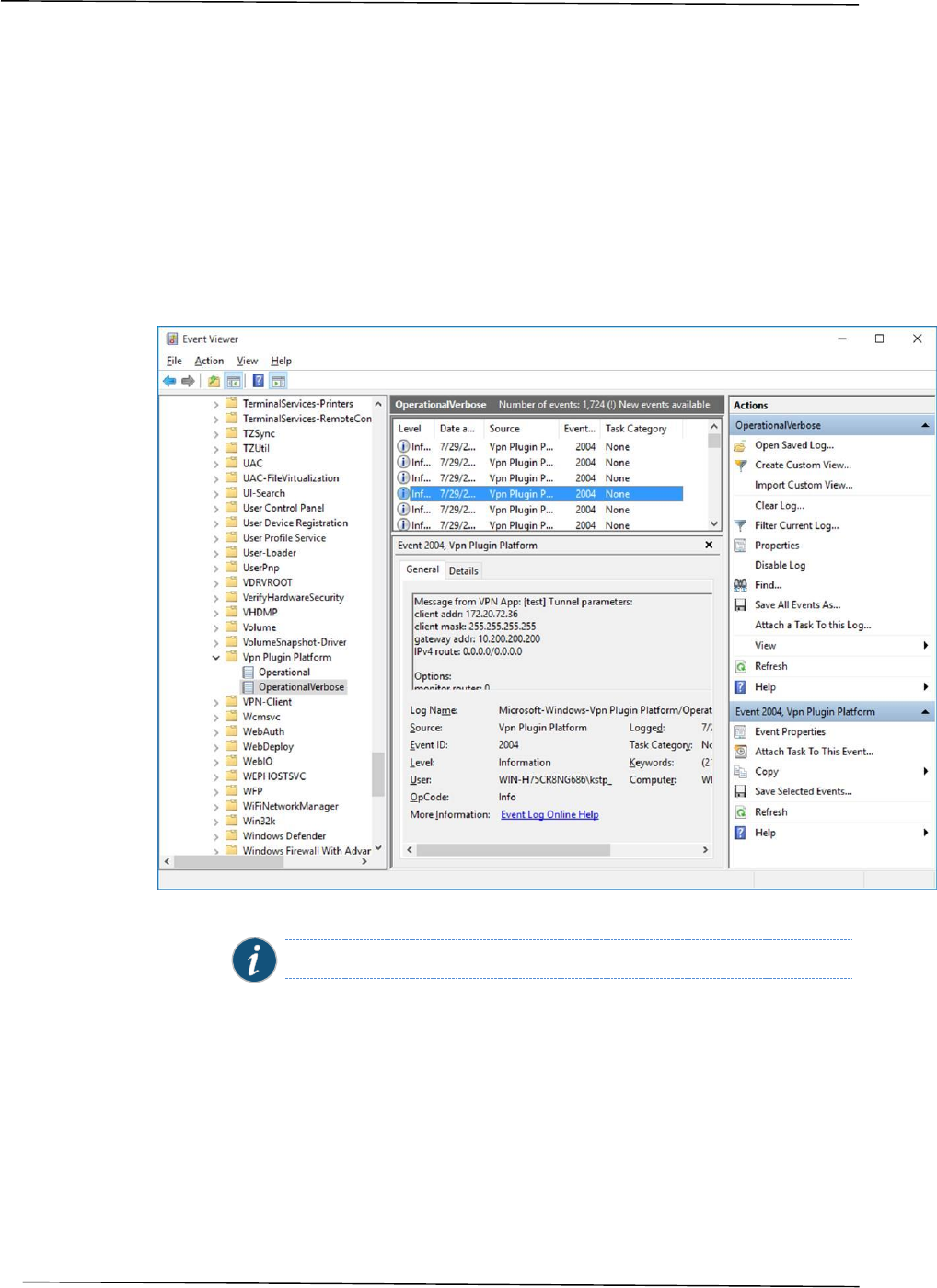
Event Viewer
To view the VPN event log:
Right-click the start icon and tap the Event viewer selection.
Browse to Applications and Service Logs
Windows
VPN Plugin Platform
operationalVerbose.
Under Actions, select Enable log as the operationalVerbose events are disabled by default.
Figure 14: Event Viewer Window
NOTE: You must run as ‘Administrator’ to enable the event log.

Pulse Secure Universal App for Windows
–
Quick Start Guide
© 2016 by Pulse Secure, LLC. All rights reserved
23
Appendix A
Managing Certificates
A certificate is a confirmation of your identity and is issued by a certification authority. It
contains information used to protect data or to establish secure network connections.
A Certificate Store is a system area where certificate are stored.
Install User Certificate
To manually install a user certificate:
Double-click on the certificate from within Windows Explorer to start the certificate import wizard.
Select Current User and click
Next
.
Figure 15: Certificate Import Wizard

Pulse Secure Universal App for Windows
–
Quick Start Guide
© 2016 by Pulse Secure, LLC. All rights reserved
24
Enter your user certificate password.
Figure 16: Private Key Protection Page
Keep the default setting, and click
Next
.
Figure 17: Certificate Store Page

Pulse Secure Universal App for Windows
–
Quick Start Guide
© 2016 by Pulse Secure, LLC. All rights reserved
25
Install SA Trusted Server Certificate
To manually install an SA trusted server certificate:
Launch Windows Explorer and double-click on the certificate file to trust.
Tap
Install Certificate
.
Figure 18: Certificate Information Page

Pulse Secure Universal App for Windows
–
Quick Start Guide
© 2016 by Pulse Secure, LLC. All rights reserved
26
Select the Local Machine option and click
Next
.
Figure 19: Certificate Import Wizard
Select the Place all certificates in the following store option and click
Next
.
Figure 20: Certificate Store Page
Select the Trusted Root Certificate Authorities option and click
OK
.

Pulse Secure Universal App for Windows
–
Quick Start Guide
© 2016 by Pulse Secure, LLC. All rights reserved
27
Figure 21: Certificate Store Selection Page
In the Certificate Import page, Click
Finish
.
Figure 22: Certificate Import Wizard

Pulse Secure Universal App for Windows
–
Quick Start Guide
© 2016 by Pulse Secure, LLC. All rights reserved
28
View Certificate Stores
To view the user or local machine certificate stores:
Run
mmc
and add certificates snap-in
Select the Current User or Local Computer option.
Figure 23: View Certificate Stores

Pulse Secure Universal App for Windows
–
Quick Start Guide
© 2016 by Pulse Secure, LLC. All rights reserved
29
Appendix B
Upgrading Pulse Secure Windows 8.1
Inbox Connections to Windows 10
After installing Windows 10 update, perform the following steps to upgrade Pulse Secure
Windows 8.1 inbox connections to Windows 10.
Tap Settings, then tap Network & Internet, and then tap VPN. The device displays a list of existing
VPN connections.
Figure 24: Network & Internet
VPN Page – VPN Connections

Pulse Secure Universal App for Windows
–
Quick Start Guide
© 2016 by Pulse Secure, LLC. All rights reserved
30
Select an existing VPN connection.
From the VPN settings page, click
Connect
to start the connection. This will fail with the error
‘Application not found’, but will automatically launch the Pulse Secure App Windows Store
installation screen.
From the Store installation page, tap the
Free
button to start installation of the new Pulse Secure
Windows 10 app.
Figure 25: Install App – Free Button
After the installation of Windows 10 app, restart the connection.

Pulse Secure Universal App for Windows
–
Quick Start Guide
© 2016 by Pulse Secure, LLC. All rights reserved
31
Appendix C
Windows PowerShell Script Examples
You can create, manage, and remove Pulse connections on the Windows 10 endpoint by
using Windows PowerShell scripts. PowerShell is a command-line shell and scripting
language for system administration. To configure Pulse connections, you should have a
working knowledge of PowerShell. For detailed information on PowerShell, see the
Microsoft Tech Net library
.
Windows PowerShell commands are called cmdlets. To manage Pulse connections, you
use the VPN Client cmdlets. For detailed information on the
VPN Client cmdlets
, see the
VPN Client section of the
Microsoft Tech Net library
.
NOTE: PowerShell scripts must be signed to run on client computers that have
a default PowerShell configuration. For more information, see the Microsoft
Tech Net library.
NOTE: You use Windows PowerShell scripts to administer Pulse Secure
Universal App for Windows connections. Pulse Secure desktop client
connections do not respond to PowerShell scripts.
The following PowerShell script examples show how to use the most common PowerShell
VPN cmdlets to create and manage Pulse connection configurations. Most PowerShell
VPN cmdlets require that you specify the Application ID. For the Pulse Universal App, the
application ID is
951D7986.PulseSecureVPN_qzpvqh70t9a4p
. For a complete list of cmdlet
options, see the VPN Client section of the
Microsoft Tech Net library
.
NOTE: All connections are HTTPS and use a server certificate, therefore you
must install the server root CA to connect.
Add Pulse connection that uses split tunneling
This script creates a Pulse VPN connection named PulseCxn1 that connects to a Pulse
server with an IP address of 10.17.1.216.
$xml = "<pulse-schema></pulse-schema>"
$sourceXml=New-Object System.Xml.XmlDocument
$sourceXml.LoadXml($xml)
Add-VpnConnection -Name “PulseCxn1” -ServerAddress “10.17.1.216” -
SplitTunneling -PluginApplicationID “951D7986.PulseSecureVPN_qzpvqh70t9a4p”
-CustomConfiguration $sourceXml
NOTE: Some VPN Client cmdlet options are not applicable to creating Pulse
connections. The following Add-VpnConnection options cause an error if you
use them when creating a Pulse connection:
-AuthenticationMethod
-EncryptionLevel

Pulse Secure Universal App for Windows
–
Quick Start Guide
© 2016 by Pulse Secure, LLC. All rights reserved
32
-L2tpPsk
-MachineCertificateEKUFilter
-MachineCertificateIssuerFilter
-UseWinlogonCredential
Add Pulse connection that saves the user credentials
The -RememberCredentials option applies to smart cards and certificate PINs, and to
usernames and passwords.
$xml = "<pulse-schema></pulse-schema>"
$sourceXml=New-Object System.Xml.XmlDocument
$sourceXml.LoadXml($xml)
Add-VpnConnection -Name “PulseCxn2” -ServerAddress “10.17.1.217” -
RememberCredential -PluginApplicationID
“951D7986.PulseSecureVPN_qzpvqh70t9a4p” -CustomConfiguration $sourceXml
Add Pulse connection that uses a specified role and realm
This script’s pulse-schema statement includes schema options that specify the realm and
role that are used for this connection. If there are multiple realms or roles available to the
user, and you do not specify the preferred values, then the user is prompted for selections.
$xml = "<pulse-
schema><preferredRealm>Users</preferredRealm><preferredRole>TestRole</prefe
rredRole></pulse-schema>"
$sourceXml=New-Object System.Xml.XmlDocument
$sourceXml.LoadXml($xml)
Add-VpnConnection -Name “PulseCxn3” -ServerAddress “10.17.1.216” -
SplitTunneling -RememberCredential -PluginApplicationID
“951D7986.PulseSecureVPN_qzpvqh70t9a4p” -CustomConfiguration $sourceXml
Delete Pulse Connection
To delete a Pulse connection, use the following command:
Remove-VpnConnection -Name <connection_name>
Get Pulse connection information
To see the properties of a Pulse connection, use the following command:
Get-VpnConnection -Name <connection_name>
Start Pulse connection on application launch

Pulse Secure Universal App for Windows
–
Quick Start Guide
© 2016 by Pulse Secure, LLC. All rights reserved
33
You can associate a Pulse connection with an application. When the user starts that
application, the specified Pulse VPN connection is initiated.
Add-VpnConnectionTriggerApplication -ConnectionName "PulseCxn1" [-
ApplicationID] <String[]>
Schema Options
The following table lists options that you can use in your Pulse connection PowerShell scripts.
Option
Description
"preferredRealm"
Specify the preferred connection realm. The user must be a member of the specified
authentication realm.
"preferredRole"
Specify the preferred role. The user must eligible for the role according to the role mapping
rules in effect for the realm.
“optimizeForLowCostNetwork”
true/false
Specifies that the connection uses a wired connection if one is available.
“isSingleSignOnCredential”
true/false
Specifies that the credentials be used to access resources that require authentication after
the tunnel is established.
Option Description

Pulse Secure Universal App for Windows
–
Quick Start Guide
© 2016 by Pulse Secure, LLC. All rights reserved
34
Index
C
certificate authentication ..................................................... 11
certificate stores .................................................................. 26
client configuration ............................................................. 13
connection status ................................................................ 18
D
DNS ........................................................................................ 9
E
event log .............................................................................. 20
L
location awareness .............................................................. 10
M
machine authentication ...................................................... 10
managing certificates .......................................................... 21
R
RSA token code ..................................................................... 9
S
SA trusted server certificate ................................................ 23
server configuration ............................................................ 11
smart card ............................................................................. 9
split tunneling........................................................................ 9
supported features ................................................................ 9
supported platforms ............................................................. 8
U
upgrade to Windows 10 ...................................................... 27
user agent string ................................................................. 11
user certificate .................................................................... 21
V
virtual smart card .................................................................. 9
VPN connection
create ............................................................................. 13
modify ............................................................................ 15
remove ........................................................................... 15