Ensight Ht Workbench HowTo(HT Workbench) User Manual
2017-12-05
User Manual: Ensight Ht-Workbench HT-Workbench EnSight10_Docs www3.ensight.com 3:
Open the PDF directly: View PDF
.
Page Count: 31

Page 225
HOW TO USE ENSIGHT WITH WORKBENCH
Use EnSight with Workbench
INTRODUCTION
EnSight can be run as a stand-alone application, or as a component from within ANSYS Workbench. This document
describes the use of EnSight from within the WorkBench environment. It covers activating the EnSight WorkBench
Extension, linking EnSight to WorkBench solutions and using EnSight to open the WorkBench solution. This
document assumes that Ansys Workbench has been installed on your Windows or Linux machine and that you wish
to use EnSight within this framework. It does not attempt to teach WorkBench, nor EnSight usage.
Quick Startup
Simple Example EnSight Session within ANSYS Workbench
Detailed view of the EnSight ANSYS Workbench Interface
File locations within WorkBench
EnSight Differences within ANSYS WorkBench
EnSight Limitations within ANSYS WorkBench
Advanced Usage: Design Point Session Using EnSight
QUICK STARTUP
Launch WorkBench
To launch ANSYS Workbench on Windows, click the Start menu, then select
All Programs > ANSYS 19.0 > Workbench 19.0
.
To launch ANSYS Workbench on Linux, open a command line interface, type the path to “runwb2” (for
example, “/ansys_inc/v190/Framework/bin/Linux64/runwb2”), then press Enter.
The ANSYS Workbench interface has a Toolbox list on the left side to make it easy to choose the tool set that will
enable you to solve particular types of problems. Tools are chosen from the Toolbox list and dragged onto the Project
Schematic in order to use them. Tools are then linked together in a workflow to accomplish tasks. Supporting features
such as Properties and Messages provide orienting information. These features and the status indicators in the
system cells guide you through the completion of your workflow. In order to see EnSight in the Toolbox, the EnSight
WorkBench extension must be activated.
Activating EnSight as a WorkBench Extension
If the EnSight extension is not in the list of Component Systems in the Toolbox Workspace, choose, from the
WorkBench top menu, Extensions>Manage Extensions... which will pop up the Extensions Manager dialog
(see below). Toggle on the EnSight Extension, and then right click on EnSight and choose Load as Default
(as shown below). This will load the EnSight application extension when you start up WorkBench in the future.

Page 226
HOW TO USE ENSIGHT WITH WORKBENCH
Linking EnSight to WorkBench solutions
To link the EnSight Extension to a solution result, drag the EnSight extension from the Component Systems list onto
the Project Schematic. A red, square landing pad will appear in the WorkBench Project Schematic space to give you
guidance.
Now drag the Solution onto the Results under EnSight to link the Solver Solution to EnSight’s Results. Once the link
is created, right click on the EnSight Results and choose Update.

Page 228
HOW TO USE ENSIGHT WITH WORKBENCH
SIMPLE EXAMPLE ENSIGHT SESSION WITHIN ANSYS WORKBENCH
This walkthrough loads a simple, sample ANSYS Workbench analysis (creating the analysis is beyond the scope of
this document) and then adds the ANSYS EnSight extension and attaches the mechanical and fluid analysis
workflow to EnSight and then opens the solutions using EnSight.
This example uses the EnSight FLUENT Direct Reader to load the Fluent fluid flow analysis and the EnSight
ANSYS Reader to load the Ansys Mechanical analysis results, in order to demonstrate, step by step, an EnSight
WorkBench workflow using multiple, simultaneous, heterogeneous solutions.
1. Now, Launch WorkBench, then open a project containing both fluid and structural solutions.
2. If you have not already done this, Activating EnSight as a WorkBench Extension must be done here so that you
can see EnSight in the Toolbox. Then, restart WorkBench.
3. Upon restarting WorkBench, you should see the EnSight extension under the Component Systems pulldown in
the Toolbox Workspace on the left side.

Page 229
HOW TO USE ENSIGHT WITH WORKBENCH
4. Load the WorkBench project using File>Open. Now drag the EnSight extension from the Component Systems
list onto the Project Schematic. A red, square landing pad will appear in the WorkBench Project Schematic space to
give you guidance.
5. Now an EnSight system is established in your Project Schematic and ready to be linked up.

Page 230
HOW TO USE ENSIGHT WITH WORKBENCH
6. Now drag the Fluid Flow Solution on to the Results under EnSight to link the Solver output to EnSight’s input.
7. Now, EnSight is linked to the solution. Right click on the green arrows in the EnSight Results to update the link.
Important: Any time your result has the double arrows, then it needs to be updated. A check box means your
results are current. Updating EnSight Results prepares the data to be loaded.

Page 231
HOW TO USE ENSIGHT WITH WORKBENCH
8. The EnSight results will show a check box when they are properly updated. Now double-click on the EnSight
Results or Right-click > Edit... which will startup EnSight and load the Solver Solution for interactive use.
9. The EnSight session will start up with only the Fluent solution loaded as shown below. Note that only the Fluent
results were linked up to EnSight, so only the Fluent results are loaded. This portion of the manual assumes that you
know how to use EnSight from here. If not, from the top menu of EnSight, Help> Getting Started Manual.

Page 232
HOW TO USE ENSIGHT WITH WORKBENCH
10. Within EnSight’s menu, File>Quit to exit EnSight. Now, back in the WorkBench environment, in the Project
Schematic area, let’s also add the structural solution to the EnSight process. Drag the structural solution onto the
EnSight results section as shown below.
11. Note that you now have two links into the EnSight results section, as shown below but EnSight’s Results show the
double arrow indicating they need to be updated.
Double arrows
indicate that this
needs updating

Page 233
HOW TO USE ENSIGHT WITH WORKBENCH
12. Now, with the new link, again, notice that there is no longer a check box on the EnSight results. We need to
update the EnSight results. On the EnSight Results, Right-click > Update.
13. Now let’s open EnSight and load the Fluid Solution and the Structural Solution. Right-click > Edit or
double-click on the EnSight Results section as shown below to start up EnSight and load the solution data:

Page 234
HOW TO USE ENSIGHT WITH WORKBENCH
14. EnSight now opens with both Fluid and Structural solution results (see Load Multiple Datasets (Cases)).
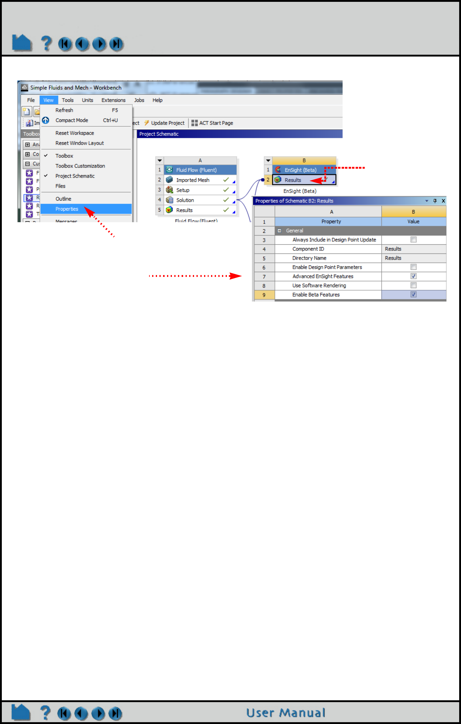
15. Now, set the EnSight properties in the WorkBench Properties View to enable the Beta feature in EnSight to see
Units (units are labels only, more details are discussed later in the Properties View). To adjust EnSight properties,
select the EnSight Results (click on the EnSight Results) and in the top menu, View>Properties. Toggle on
Advanced EnSight Features; now adjust the EnSight Advanced properties (shown below) as described. Close the
properties view by right-clicking on the Title Bar, and choosing Close. If EnSight is running, quit EnSight and then
double click on the EnSight Results to reload the Solution with EnSight using the Beta features that you have toggled
on.

Page 236
HOW TO USE ENSIGHT WITH WORKBENCH
16. Color by variables from each of the two solutions simultaneously. This is the view below (with units shown in the
legend titles), that you will see if you have enabled Beta features. If you don’t see units in the legend bar, go back to
step 15 and then make sure you have quit and restarted EnSight after you enable the Beta features.
17. Quit EnSight when you are done with your simultaneous postprocessing of the two solutions.
18. Consider saving your updated Workbench project, and then exit Workbench.
Important
Saving a WorkBench project enables you to re-open the project on the machine that originally created it. To make the
project available on another machine, you need to use File > Archive to create a project archive. To open the
project on a different machine, run File > Restore Archive on that machine.

Page 237
HOW TO USE ENSIGHT WITH WORKBENCH
DETAILED VIEW OF THE ENSIGHT ANSYS WORKBENCH INTERFACE
The previous section stepped through a sample analysis and provided a broad overview of using EnSight within the
WorkBench workflow. What follows is a more detailed look at the WorkBench GUI as it relates to EnSight. Some of
the content is repeated for the advanced WorkBench user who skips the sample analysis and wants to dive into the
details.
Reminder, if the EnSight extension is not shown in the list of Component Systems in the Toolbox Workspace then
it must be loaded as a WorkBench extension as follows. Choose, from the WorkBench menu, Extensions>Manage
Extensions... which will pop up the Extensions Manager dialog. Toggle on the EnSight Extension, and then
right click on EnSight and choose Load as Default. Now, quit WorkBench. Restart WorkBench and verify that
EnSight appears in the Toolbox under the Component Systems pulldown.

Page 238
HOW TO USE ENSIGHT WITH WORKBENCH
After choosing to Load as Default, the EnSight as a WorkBench extension, and then restarting WorkBench, you
should now see EnSight in the Component Systems pulldown in the Toolbox Workspace as follows:
Now let’s look at the WorkBench GUI in more detail. Shown below are the components of WorkBench. WorkBench
has a top-level Menu Bar, and a lower Status Bar and one or more Project Tabs. Each Project Tab has a Toolbar, with
a number of Workspace Views, some of which are shown below: the Toolbox Workspace, Properties View, Files
View and the Project Schematic Workspace. The Project Schematic is where Systems from the ToolBox are
assembled together into a Workflow. Some of this will be discussed in this section as it pertains to EnSight.
Menu Bar Workspace Tab(s) Project Schematic Toolbar Properties
Status Bar Toolbox Files View System

Page 239
HOW TO USE ENSIGHT WITH WORKBENCH
Views
You control which views are displayed by choosing View from the top menu and choosing the view you want to
display. Note that the Toolbox and the Project Schematic are displayed by default. For the following View, first select
a cell, then choose one of the following other views from the top level View Menu, and the workspace corresponding
to the selected cell will appear: Toolbox Customization, Files View, Properties View, Messages View, Progress
View, Sidebar Help View. If you minimize a view (on the Title Bar, Right-click>Minimize), it appears as a tab
in the View Bar and the check box is cleared from the View menu. For more details on workspaces and tabs, see
Tabs within Workbench in the Workbench User's Guide and Views within Tabs in the Workbench User's Guide. Now,
let’s look at several Workspaces and Views.
1. Select the EnSight
Results,
2. From the top menu
bar, View>Files
3. Pops up the
dockable/undockable
Files Workspace.

Page 240
HOW TO USE ENSIGHT WITH WORKBENCH
Toolbox Workspace
The list on the left is the Toolbox; by default viewing is toggled on for the Toolbox. The Toolbox contains four
pulldowns containing systems available to you: Analysis Systems, Component Systems, Custom Systems, and
Design Exploration, which are discussed below.
1. Analysis Systems
The Analysis Systems pulldown contains applications that transform input and solve particular types of problems,
often resulting in transformed output. These systems can be thought of as of the kind of solution that is desired
packaged with the Solver. For example Eigenvalue Buckling system is a modeling, a meshing, a modal
frequency buckling analysis and a visualization process packaged with Ansys Mechanical. Similarly, the Fluid
Flow (Fluent) system contains tools for creating the geometry, performing the meshing, setting up the solver,
using the solver to derive the solution, and viewing the fluid flow results.
2. Component Systems
The Component Systems pulldown contains extensions that are loaded into WorkBench that also solve particular
types of problems similar to the Analysis Systems. In particular, you will see the EnSight Extension under this
pulldown. EnSight is available to input solution results and to interactively Analyze, Visualize and Communicate these
solution results and create postprocessing output such as tables, movies, images, or data files.

Page 241
HOW TO USE ENSIGHT WITH WORKBENCH
3. Custom Systems
The Custom Systems pulldown contains customized applications that combine multiple analysis systems. For
example, the FSI: Fluid Flow (Fluent) > Static Structural system combines ANSYS Fluent and the Mechanical
application to perform a Fluid Structure Interaction (FSI) analysis.
4. Design Exploration
The Design Exploration pulldown contains systems that enable you to see how changes to parameters affect the
performance of the system.
Note: Which systems are shown in the Toolbox depends on the licenses that exist on your system. You can
hide systems by enabling View > Toolbox Customization and clearing the check box beside the name of the
system you want to hide. To begin using a system, drag it into the Project Schematic area.
Project Schematic Workspace
The Project Schematic enables you to manage the process of your work flow; by default viewing of the Project
Schematic is on. It keeps track of your files and shows the actions available as you work on a project. At each step
you can select the operations that process or modify the case you are solving.
When you move a system from the Component Systems toolbox to the Project Schematic, you will see a system
similar to the following:
Each white cell represents a step in solving a problem. Right-click the cell to see what options are available for you to
complete a step. For example, you would select Edit in the example above on an EnSight Results cell to launch
EnSight and load solution data, or Properties to open the EnSight Properties table to enable optional EnSight
capabilities.
System Type
Cell State
System Name
System
Coordinates
Load Results using EnSight
Toggle on
Advanced
EnSight
Features to
expose other
options.

Page 242
HOW TO USE ENSIGHT WITH WORKBENCH
Toolbox Customization
View>Toolbox Customization will view the Tool Customization Workspace in a tabular form, as shown below.
This allows you to customize the Physics, Solver Type and Analysis Type of the particular application or extension
according to your workflow needs as shown below. Right-click>Minimize on the Toolbox Customization title
bar, to reduce the workspace table down to a tab below the Toolbox list. Right-Click>Close to close the Toolbox
Customization workspace.

Page 243
HOW TO USE ENSIGHT WITH WORKBENCH
Files View
The Files view (View>Files) shows the files that are in the selected cell of a given System. The project files are
updated constantly, and any “save” operation from a component will save all files associated with the project.
ANSYS Workbench associates data with system cells. This data may be stored in different ways, including as part of
the ANSYS Workbench project file or as separate files.When files are generated, they appear in the Files view. This
view can be used to identify which files are associated with each cell.
On the title bar, Right-click>Minimize or Right-click>Close to minimize this file Workspace to a tab or to
close it, respectively.
Important
Although the Files View reveals the data files that make up a project, you should not attempt to manipulate these files
directly, as project data management will proceed unaware of your changes and with unpredictable results.

Page 244
HOW TO USE ENSIGHT WITH WORKBENCH
Properties View
The Properties view is a table whose entries describe the status of a system. These entries vary between system
cells and are affected by the status of the cell. Some entries in the Properties area are changeable; others are for
information only. To display the Properties for a particular cell, right-click the cell and select Properties, or click on the
cell to select it, and in the top menu, View>Properties. Note, once the Properties view is open, simply selecting
another cell in the Project Schematic will display its properties. Right click on the Toolbar and choose Close to close
the window, or minimize to reduce it to a tab.
EnSight Example
For example to adjust EnSight properties, select the EnSight Results (click on the EnSight Results) and in the top
menu, View>Properties. Toggle on the Advanced EnSight Features toggle to see the available properties
and their settings. The Use Software Rendering toggle is available in the rare instance that EnSight is unable to
adjust its rendering mode due to graphics incompatibilities; toggle this on to force EnSight to use internal software
rendering in order to manually bypass hardware or software graphics card rendering problems. The Enable Beta
Features toggle exposes two features under development: units labeling (for details, see EnSight Limitations within
ANSYS WorkBench) and the Nexus report interface.
Messages View
The Messages view shows the messages to the user. For example, click on the EnSight Results in the Project
Schematic to select it, and in the top menu, View>Messages.
On the title bar, Right-click>Close to Close the Message view workspace.
1. Select EnSight
Results
2. From the top menu,
View>Properies
Toggle
3. Toggle on Advanced
EnSight Features to
expose other toggles.

Page 245
HOW TO USE ENSIGHT WITH WORKBENCH
Progress View
The Progress view shows the progress to the user. For example, click on the EnSight Results in the Project
Schematic to select it, and in the top menu, View>Progress.
On the title bar, Right-click>Close to Close the Message view workspace.
Sidebar Help View
In the top menu, View>Sidebar Help. Click on this link.
In addition to having a visual layout that guides you through completing your project, you can also access Sidebar
Help by pressing F1 while the mouse focus is anywhere on ANSYS Workbench. Sidebar Help is a dynamically
generated set of links to information appropriate for helping you with questions you have about any of the tools and
systems you currently have open.
Shortcuts (Context Menu Options)
You can access commonly used commands by right-clicking in most areas of ANSYS Workbench. These commands
are described in Context Menus in the Workbench User's Guide.

Page 246
HOW TO USE ENSIGHT WITH WORKBENCH
FILE LOCATIONS WITHIN WORKBENCH
EnSight has default locations for file operations within the ANSYS Workbench environment. To view a file within your
OS, simply select the Results cell of interest, View>Files to see the Files View, and then Right-click>Open
Containing Folder . Warning: Do not move WorkBench files around!
ENSIGHT DIFFERENCES WITHIN ANSYS WORKBENCH
Note that EnSight behaves somewhat differently in a WorkBench session than when run stand-alone. Many of these
changes are largely cosmetic, but that can be confusing initially.
• The default part colors are different. EnSight in WorkBench utilizes a more muted color palette with an improved
default lighting configuration.
• The mouse button graphics view manipulations have been modified to align better with the other Ansys application
defaults. Specifically, the middle mouse is used to manipulate the view (with control and shift modifiers), the left
mouse is used to select entities and the right mouse is used to bring up context sensitive menus.
• All interactive operations in an EnSight WorkBench session are saved in an EnSight context file automatically.
When you reopen EnSight, this context file will be used to restore the session to its last saved state. Whenever
EnSight is closed, the context file is updated. You will not be prompted to save the EnSight state when exiting
EnSight when it is launched from WorkBench.
• The default license manager for EnSight, when run from within an Ansys installation (including via WorkBench) is
the Ansys license manager. EnSight will use a SLiM license if an appropriate license cannot be obtained from the
Ansys license manager.
ENSIGHT LIMITATIONS WITHIN ANSYS WORKBENCH
There are several EnSight limitations within the WorkBench environment.
• When launched from WorkBench, EnSight always opens using an EnSight Standard license; you cannot do parallel
processing from within Workbench.
• Workbench cannot effectively use the EnSight native, Case Gold data format due to Workbench limitations in the
handling of large numbers of files.
• Care must be taken when using EnSight Python and command language files from within WorkBench. The
WorkBench interface relies on specific ordering of cases in the EnSight session and any Python or command
language operations that modify case attributes (e.g. names, etc) will conflict with WorkBench conventions.
• EnSight cannot be run in script-driven, batch mode using Workbench. WorkBench will evaluate design points in
batch mode if an EnSight session is not open, but there is no mechanism to run a specific script in batch mode.
• Currently in EnSight units are labels only. EnSight-standalone displays units by default. In contrast, EnSight within
the WorkBench environment does not display units by default. Display of units is a EnSight WorkBench Property
controlled by the Enable Beta Features toggle, which is off within the WorkBench environment by default. This is
because EnSight lacks a mechanism to convert common variables to common unit systems prior to display. Thus, it
is possible when using EnSight through WorkBench to view “temperature” related variables (with different names)
from different data sources (e.g. Fluent and Mechanical) in different units (e.g. K, C). The individual variables will be
properly labeled with ‘K’ and ‘C’ denoting that the variables are in different unit systems. It was decided to limit the
units exposure as a beta feature until this shortcoming is addressed.
• When using design point parameter in the current release, WorkBench is not automatically made aware of any
EnSight constants that are created/activated. The list of design point parameters is updated when the EnSight task
‘Enable Design Point Parameters’ property changes state. Thus, if you have a running EnSight session and use the
calculator to create a new constant that you wish to appear in the current WorkBench design point variables, one
may need to uncheck and recheck the “Enable Design Point Parameters” property.
• The current EnSight session state is explicitly linked to the collection of solutions marked as inputs into the EnSight
Results task in WorkBench. If one changes the inputs (e.g. adds an additional solution or removes one), the state of
the EnSight session will be reset to the default (the EnSight context file will be reset). It is strongly recommended

Page 248
HOW TO USE ENSIGHT WITH WORKBENCH
ADVANCED USAGE: DESIGN POINT SESSION USING ENSIGHT
This example will take you step by step through a WorkBench Design Points EnSight example session. You might, for
example, use Design Points if you wanted to optimize a design based on some figures of merit. This section assumes
you have successfully worked through the previous simple, example session: Simple Example EnSight Session
within ANSYS Workbench so some intermediate steps will be skipped in the interest of brevity.
1. Load a WorkBench dataset, drag the EnSight system from the WorkBench Toolbox onto the Project Schematic and
link the Solver Solution to the EnSight Results cell. Right click the EnSight Results and choose Update if your
EnSight Results cell has arrows rather than a check mark. If the update takes a while, in order to see the progress,
from the WorkBench top menu, View>Progress. You should see the following.

Page 249
HOW TO USE ENSIGHT WITH WORKBENCH
2. Now double-click EnSight Results to start up an interactive EnSight session. Do something and calculate a Case
Constant that you wish to use as a design value. In this EnSight example, we have created a new part, a radial clip
and calculated the Spatial Mean of the Velocity vector magnitude.
3. Now we want to import the EnSight Case Constant into WorkBench as a Design Point. On the EnSight Results
Right-click>Properties.

Page 251
HOW TO USE ENSIGHT WITH WORKBENCH
6. Once the EnSight Results are updated, now, on the Parameter Set, Right-click>Edit
8. Now you will see that you are in the Parameter Set tab rather than the Project Tab. The Outline of All Parameters
table below. Now do a View>Table and see the Table of Design points shown below. Notice the constant calculated
in EnSight on the Radial Clip Plane part in EnSight, SpaMeanVelMag has been imported into WorkBench as a Design
Point.
EnSight variable shows up
in the Parameters, and as a
WorkBench Design Point
Note you are in the Parameter Set View

Page 252
HOW TO USE ENSIGHT WITH WORKBENCH
8. In the Table of Design Points, Toggle on one of the Retain toggles for DP2. Now right click on the row and choose
Set as Current. This will make DP 2 as the current Design Point. Now to update to Design Point 2 as the input, to
solve the flow and to use EnSight to Calculate the Spatial Mean of the Velocity Magnitude on the Radial Clip, Right-
click> Update Selected Design Points.
9. Now take a closer look at your updated Table of Design Points. Two of the SpaMeanVmag EnSight Constants /
WorkBench Design Points (see P7 Results in Column H below) are have been calculated. You now can see that
Design point 0 has a higher average velocity at the EnSight Radial clip part.
Choose View>Progress to see what is happening

Page 253
HOW TO USE ENSIGHT WITH WORKBENCH
10. Notice the cells in the Table of Design Points that are White. These are editable. The columns that are gray are
the Design Point output from the Solver or from EnSight; they are not editable. They are the input values for the
Solver. Edit the diameter of DP2, part in1 and change it to 2. Notice that the corresponding Design Points now need
updating. Right-click>Update Selected Design Points on row 5. Now the solver re-runs with the new
value for the in1 diameter, and then the solution data is fed to EnSight to create a radial clip and calculate the
average velocity magnitude.
9. When the update of DP2 is finished, click on the EnSight Window and notice the increased diameter of part in1, the
input part..

Page 254
HOW TO USE ENSIGHT WITH WORKBENCH
10. Now, update all design points. Note that EnSight does not launch multiple EnSight processes. It works through
each of the design points one by one using one EnSight process and one EnSight license. This may take a while
depending on your number of design points: View>Progress.
11. Now look at your Table of Design Points. It is fully populated. Now you can decide which Spatial Mean of the
Velocity magnitude satisfies your criteria and answer your hypothetical design problem: DP1 has the maximum value.
12. Exit WorkBench.




