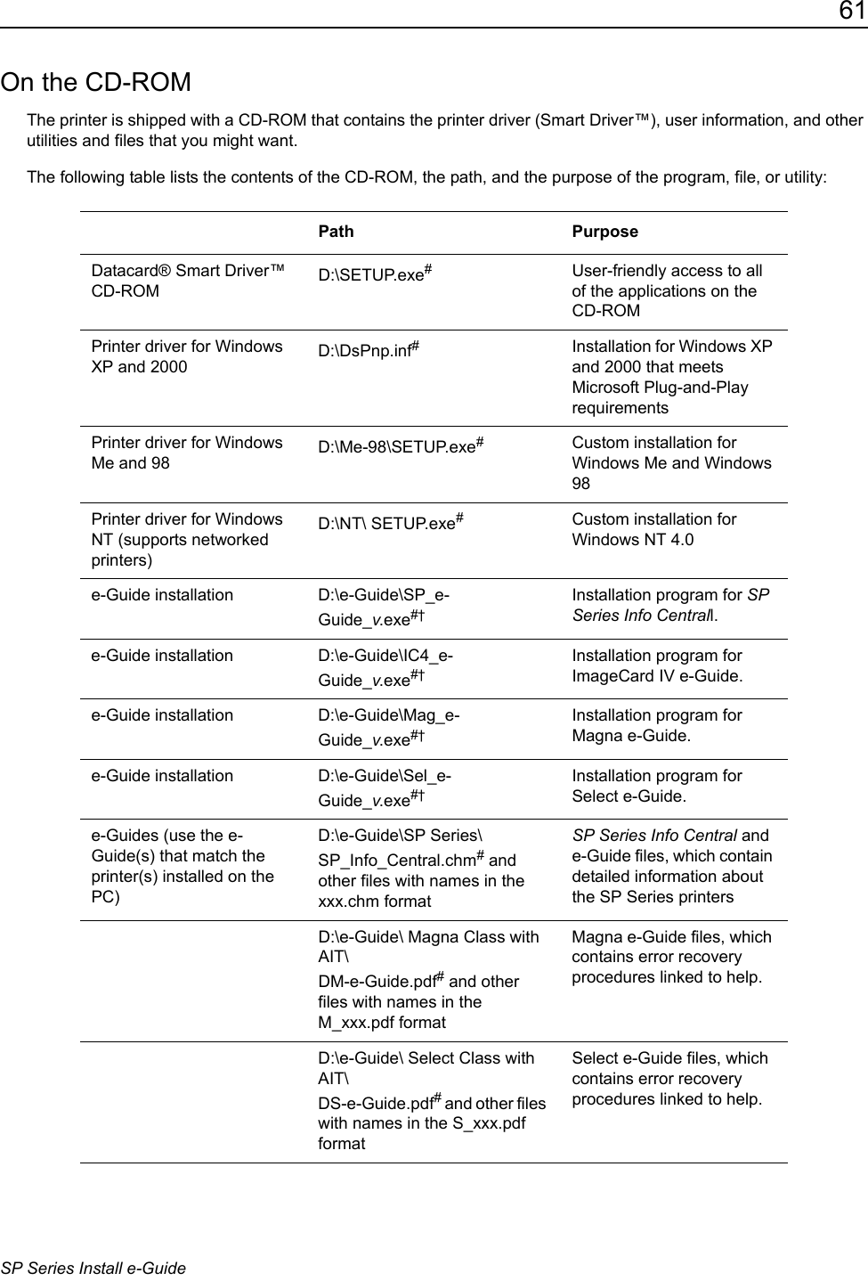
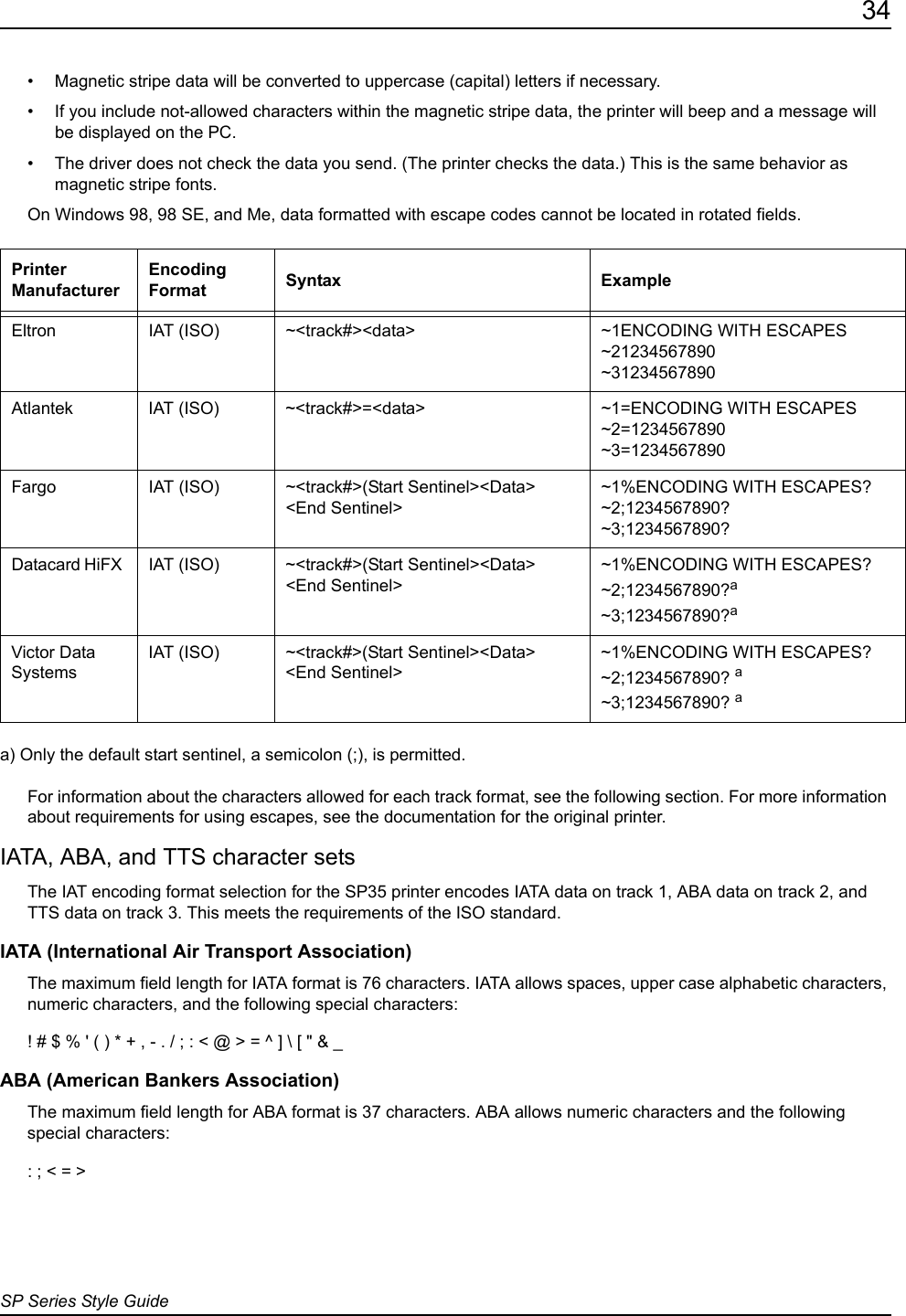
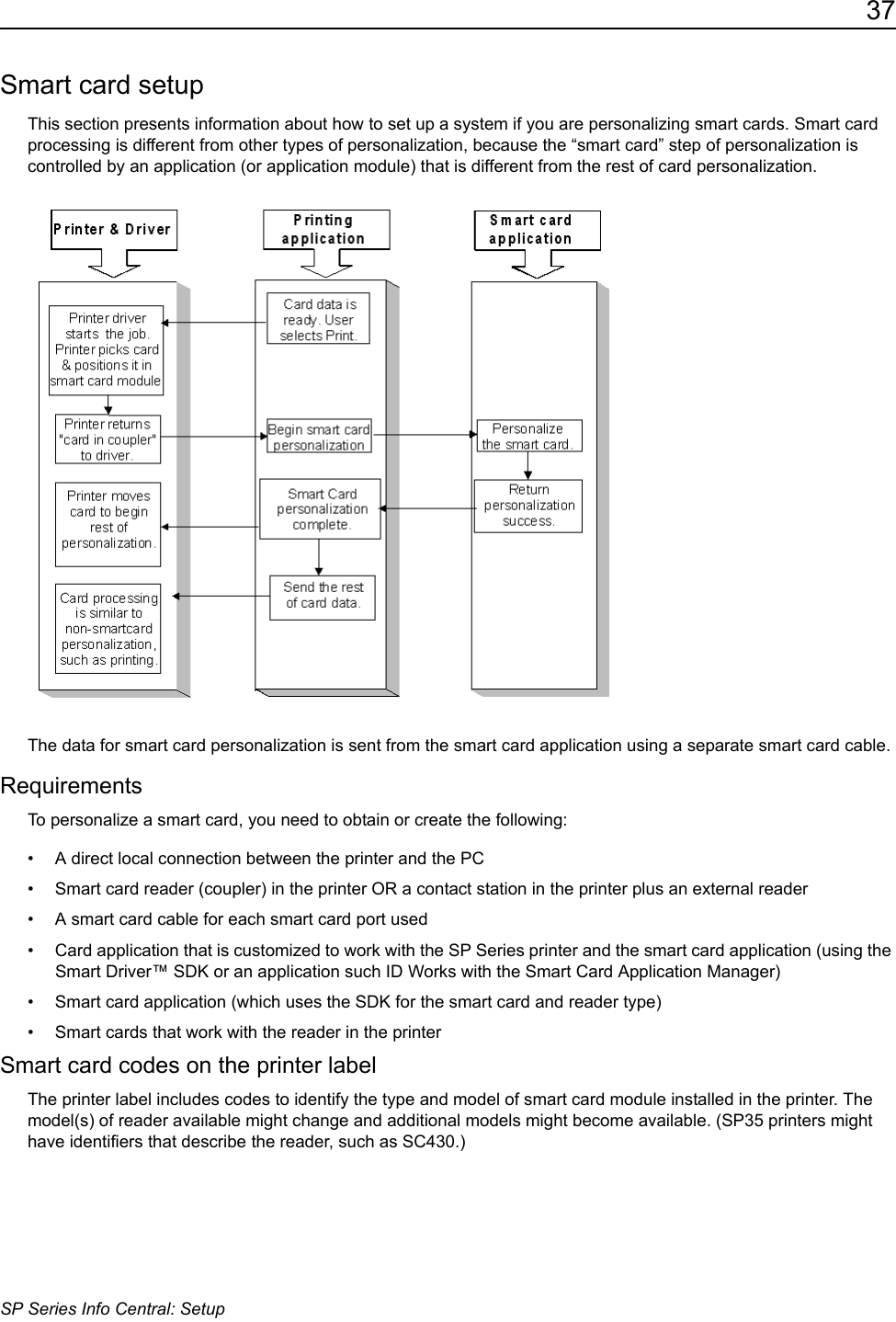
Entrust Datacard Q10075 Low Power Transmitter SP75 Card Printer with 13.56 User Manual SP Series Install e guide
Entrust Datacard Corporation Low Power Transmitter SP75 Card Printer with 13.56 SP Series Install e guide
UserManual.wiki
>
Entrust Datacard
>
Q10075 User Manual
>
user
Contents
1.
user
2.
info center
3.
printer guide
user
Navigation menu
Upload a User Manual
Namespaces
Wiki Guide
HTML
PDF
Info
Views
User Manual
Discussion / Help
Navigation