Ericsson LG Enterprise GDC-480H Wireless Handy Telephone User Manual GDC 480H User Guide 201512
Ericsson-LG Enterprise Co., Ltd. Wireless Handy Telephone GDC 480H User Guide 201512
User Manual

GDC-480H
User Guide
Please read this guide carefully before
operating your new Wireless handset.
Retain the guide for future reference.

GDC-480H Wireless Handset
User Guide
Regulatory and Safety Notices
1. Radio Frequency Emissions:
FCCIC Compliance statement:
This device complies with Part 15RSS-GEN of the FCCIC rules. Operation is subject to the following
two conditions;
1. This device may not cause harmful interference, and
2. This device must accept any interference received, including interference that may cause
undesired operation.
(1) l'appareil ne doit pas produire de brouillage, et
(2) l'utilisateur de l'appareil doit accepter tout brouillage radioélectrique subi, même si le brouillage
est susceptible d'en compromettre le fonctionnement.
This Equipment has been tested and found to comply with the limits for a Class B digital device,
pursuant to Part 15 of the FCC rules. These limits are designed to provide reasonable protection
against harmful interference in a residential installation. This equipment generates, uses and can
radiate radio frequency energy and, if not installed and used in accordance with the instructions, may
cause harmful interference to radio communications. However, there is no guarantee that
interference will not occur in a particular installation. If this equipment does cause harmful
interference to radio or television reception, which can be determined by turning the equipment off
and on, the user is encouraged to try to correct the interference by one of the following measures:
Reorient or relocate the receiving antenna.
Increase the separation between the equipment and the receiver.
Connect the equipment into an outlet on a different circuit from that to which the receiver is
connected.
Consult the dealer or an experienced radioTV technician for help.
Canadian Compliance statement:
This Class B digital apparatus meets the requirements of the Canadian Interference-Causing
Equipment Regulations, CAN ICES-3(B)NMB-3(B)
Cet appareil numérique de la classe B respecte toutes les exigences du Règlement sur le matériel
brouilleur du Canada.
CAUTION : Any changes or modifications in construction of this device which are not expressly
approved by the party responsible for compliance could void the user's authority to operate the
equipment.
ATTENTION: Tout changement ou modification dans la construction de cet appareil qui ne sont pas
expressément approuvé par la partie responsable de la conformité pourraient annuler l'autorité de
l'utilisateur à utiliser l'équipement.
RF Exposure Statement:
This equipment complies with FCCIC RF radiation exposure limits set forth for an uncontrolled
environment.
Use of other accessories may not ensure compliance with FCCIC RF exposure guidelines.
This device must not be co-located or operating in conjunction with any other antenna or transmitter.
The changes or modifications not expressly approved by the party responsible for compliance could
void the user’s authority to operate the equipment.
For hand held operation, this phone has been tested and meets the FCCIC RF exposure guidelines.
Use of other accessories may not ensure compliance with FCCIC RF exposure guidelines.

GDC-480H Wireless Handset
User Guide
European Union Declarations of Conformity:
Ericsson-LG Enterprise Co., Ltd. declares that the equipment specified in this document, which bears
the “CE” mark, conforms to the European Union Radio and Telecommunications Terminal Equipment
Directive (R&TTE 19995EC) including,
Electromagnetic Compatibility Directive (200695EC) and
Low Voltage Directive (2004108EC)
The product fulfills the essential requirements of the harmonized standards shown above.
2. Product Safety Instructions
This product complies with and conforms to the following international Product Safety standards as
applicable:
Safety of Information Technology Equipment, IEC 6095-1, including
Relevant national deviations as listed in Compliance with IEC for Electrical Equipment (IECEE)
3. E-911 and use of the GDC-480H with Multi-Line Telephone Systems:
Please note the use and operation of this phone as part of a multi-line telephone system (MLTS) may
be subject to state andor federal E-911 MLTS laws that require the MLTS to provide a caller’s
telephone number, extension, and physical location to applicable state andor local emergency
services when a caller initiates a 911 call. The MLTS may not provide a caller’s telephone number,
extension, or physical location information to emergency services when a caller dials 911, and
compliance with state andor federal E-911 MLTS laws is the sole responsibility of the purchaser of
this phone.
4. Privacy:
GDC-480H implements security and encryption technologies appropriate for DECT however, privacy
of communications may not be ensured when using this telephone.
5. Unit label Notice

GDC-480H Wireless Handset
User Guide
Important Care & Precautions:
Before connecting or using your new phone, take a moment to consider safety and reliability.
Use common sense when locating, connecting and using your GDC-480H
The GDC-480H uses 3.7 VDC Li-ion batteries. Replace batteries only with identical
size and type available from your local Ericsson-LG Enterprise dealer. Use of a
different battery type may cause damage to the phone or charger and may cause fire or
explosion. Dispose of batteries in accordance with any local codes or regulation.
The Chargerbase unit should only be used on a dry level surface. Keep the
Chargerbase away from the edges of the surface to avoid the potential of a fall.
Avoid situations where you might drop the handset. While the GDC-480H is a rugged
mobile device, dropping it on to the floor may cause critical damage.
Locate cables to avoid potential for damage. For example, do not place under rugs or
carpet as damage may result from foot traffic or heavy objects. Also, do not locate
cables between the desktop and walls where they may be crushed, damaging the
insulation.
Check cables regularly, and if damage is noted, disconnect your phone. Contact your
local representative for a replacement.
Should liquid spill on the handset, remove the batteries and dry with a soft cloth.
Do not use during lightning storms. Lightning presents a potential shock hazard.
Clean the GDC-480H with a soft dry cloth; do not use liquid cleaners.
Always use caution when connecting to AC power. Use only with a properly grounded
standard AC power outlet.
What is new in this release?
Issue Date Change of Contents
1.0
1.1
April, 2013
July, 2015
- Initial Release
- Added the caution of Battery handling and
warranty information, etc.
- Updated VSF mail content
- Make the common user guide for GDC-GDC-550.
Copyright© 2013 Ericsson-LG Enterprise Co., Ltd. All Rights Reserved
This material is copyrighted by Ericsson-LG Enterprise Co., Ltd. (Ericsson-LG Enterprise). Any unauthorized
reproductions, use or disclosure of this material, or any part thereof, is strictly prohibited and is a violation of
Copyright Laws. Ericsson-LG Enterprise reserves the right to make changes in specifications at any time
without notice. The information furnished by Ericsson-LG Enterprise in this material is believed to be accurate
and reliable, but is not warranted to be true in all cases. If you are not the intended recipient, you should
destroy or retrieve this material to Ericsson-LG Enterprise.
iPECS is trademark of Ericsson-LG Enterprise Co., Ltd.
All other brand and product names are trademarks or registered trademarks of their respective companies.
Important Safety Information

GDC-480H Wireless Handset
User Guide
Important safety information that will help you safely use your phone. Failure to read and follow
the important safety information in this phone user guide may result in serious bodily injury, death,
or property damage.
WARNING: Violation of the instructions may cause serious injury of death.
CAUTION: Violation of the instructions may cause minor or serious damage to the
product.
CAUTION: Location and Environment for the Installation
Install the product strictly following the user guide included in the product. If not, the
product would not function or its lifetime could be shortened.
Avoid installing the product towards the direct ray of the sun or in locations exposed to
direct sunlight, on carpets or cushions. If not, the phone could be damaged, or fire or
electric shock could be caused.
Avoid installing the product in dusty locations. If not, sand could be intruded into the
phone, and fire, electric shock or other product defects can occur.
Avoid installing the product in the locations where a strong vibration exists. If not, the
product performance could decline or its lifetime could be shortened.
Do not place vase, cosmetics or containers filled with water, milk or beverage in proximity
to the product. The liquid spilt out could cause fire, electric shock, malfunction, etc.
Avoid installing the product near fire or in a small space with poor ventilation. If not, fire or
product defects could be caused.
Do not put the phone inside a washing machine or a microwave. It could cause explosion,
problems, deformation or defects.
Avoid installing the product on a shelf or a slanted surface. If not, the product could fall,
causing personal injuries or defects on the phone.
Avoid installing the product close to other electronic products such as TV, audio
instruments, etc. It may cause some noises due to electromagnetic interference. Properly
install the base away from such products.
Avoid installing or using the product near kitchen utensils such as cooking table,
humidifier, rice-cooker, etc., or in locations exposed to rain and wind or such places as
bathroom where water might be splashed. Electric shock, fire, deformation or product
defects could be caused.
WARNING: Power Supply
Remove dust from the power plug pin and insert the power plug tightly into power
receptacle. If not, fire or electric shock could be caused.
Do not use a damaged or loosened plug, and do not modify or damage the power cord.
Fire or electric shock could be caused.
Do not connect a multiple number of cords into a single power connector. Fire or electric
shock could be caused.
Do not touch the power plug with wet hands and grasp the power supply plug when
unplugging the power cord. Fire or electric shock could be caused.
Do not cover the power cord and the adaptor with a pad, and do not place them near
heating instruments. Do not let children or pets bite the phone or the power cable. Fire or
electric shock could be caused.
Use the adaptor that was included in the product package (See the product specification).
Check the rated voltage at home. Using other voltages may cause a fire.
Ensure that the external cords of the phone are disconnected before it is moved from the
installation site. If not, fire or electric shock could be caused.
Do not bend the power cord reluctantly, and do not place a heavy instrument on the
power cord. Fire or electric shock could be caused.
WARNING: Battery Handling

GDC-480H Wireless Handset
User Guide
Do not disassemble or revise the battery and do not use it for other purposes. Use the
specified battery and adaptor only. Fire or personal injury may be caused by heat or
rupture.
If the battery is damaged, the battery liquid may leak out. Take care not to contact the
battery leakage. Keep it away from your eyes, skin or cloths. If there is any contact,
immediately clean it with water and take medical care as soon as possible.
Dispose the used battery in a specified place. Improper treatment may cause an
unexpected accident.
Do not apply impact on the battery by throwing it, and do not place it close to heating
instruments (microwave, heater). The battery liquid may leak out, or fire or explosion may
be caused.
Never damage the shield tube nor contact the + and - pins of the battery with a metal.
Fire or physical injury may be caused by heat or rupture.
Do not store the battery in locations exposed to direct sunlight or with high temperature
and humidity (store it in a room at 0°~ +40°). Deformation or explosion could be caused.
Do not let children or pets suck or bite the battery. Putting the battery into mouth is
harmful for human body. Should a child swallow the battery, consult a physician as soon
as possible.
If you detect smokes or a strange smell while using the phone or charging the battery,
unplug the power cord and contact the service center. Using it in such condition may
cause fire or an electric shock.
Caring for the Battery
Protecting Your Battery
The guidelines listed below help you get the most out of your battery’s performance.
Recently there have been some public reports of phone batteries overheating, catching
fire or exploding. It appears that many, if not all, of these reports involve counterfeit or
inexpensive, aftermarket-brand batteries with unknown or questionable manufacturing
standards. Use only Ericsson-LG Enterprise Enterprise approved batteries and
accessories.
In order to avoid damage, charge the battery only in temperatures that range from 32° F
to 113° F (0° C to 50° C).
Do not use the battery charger in direct sunlight or in high humidity areas, such as the
bathroom.
Never dispose of the battery by incineration.
Keep the metal contacts on top of the battery clean.
Do not attempt to disassemble or short-circuit the battery.
The battery may need recharging if it has not been used for a long period of time.
It is best to replace the battery when it no longer provides acceptable performance. It can
be recharged hundreds of times before it needs replacing.
Do not store the battery in high temperature areas for long periods of time. It is best to
follow these storage rules:
-Less than one month: -4° F to 113° F (-20° C to 40° C).
-More than one month: -4° F to 113° F (-20° C to 45° C).
Disposal of Lithium Ion (Li-Ion) Batteries
Do not handle a damaged or leaking Li-Ion battery as you can be burned.
For safe disposal options of your Li-Ion batteries, contact your nearest Ericsson-LG
Enterprise Enterprise authorized service center.
Special Note
Be sure to dispose of your battery properly. In some areas, the disposal of batteries in
household or business trash may be prohibited.
CAUTION: Operation

GDC-480H Wireless Handset
User Guide
Do not let anybody disassemble or alter the device other than qualified service personnel.
Contact the distributor and the customer service center for the inspection and repair. Fire,
an electric shock or problems could be caused.
Do not touch the power plug during lightning storms. It can cause an electric shock or
death.
Be careful not to let any foreign materials get into the product. In particular, if a staple
and pins are magnetized on the receiver, make sure to eliminate it before use. Using it in
such condition may cause fire, electric shock, or injury especially on the face.
Do not drop objects or apply impact on the phone. The phone could be damaged, or
personal injury or product defects could be caused.4 Preparation Before Starting
If you detect a burning smell or smoke, immediately stop using the product, disconnect
the power supply plug and the phone cable and contact the service center. Using it in
such condition may cause fire or electric shock.
Pay attention not to let the phone contact with volatile substances (benzene, thinner,
alcohol, acetone, etc.) If not, fire, deformation or decolorization could be caused.
Pay attention not to be stumbled over the phone cable or power cord. Accident, injury or
product defects could be caused.
Do not let water penetrate into the product. Should water penetrate into the product,
disconnect the power supply plug and the phone cable and contact the distributor or the
service center. Using it in such condition may cause electric shock.
Do not drop the phone during operation and do not throw it toward a person. If the
product is dropped and damaged, disconnect the power supply plug and contact the
distributor or the service center. The phone could be damaged, or accident, personal
injury or product defects could be caused.
Avoid using the phone where there is a gas leakage. If there is a gas leakage, do not
touch the phone, phone cord and receptacle with hands and open the window for
ventilation. Flames may cause explosion, resulting in fire or burn injury.
When the charging contacts are wet with water or stained with foreign materials, use the
product after wiping them with dry towel. Using it in such condition may cause accident,
injury or product problems.
Do not cover the phone with wrap or vinyl for packing. The coating may peel away.
Pay attention not to hurt with the edges or angles of the product, and be careful not to let
a child put the mic or power cord into the mouth. If not, it can cause an accident, injury or
product defects.
Never place your ears in proximity to the speaker hole, nor insert a driver or

GDC-480H Wireless Handset
User Guide
i
Table of Contents
1. Introduction .............................................................................. 1
1.1 Description ...................................................................................... 1
1.1.1 Handset ............................................................................................................1
1.1.2 GDC-480H Display ...........................................................................................4
1.1.3 Chargerbase Unit .............................................................................................6
2 Getting Started ......................................................................... 7
2.1 Unpacking the GDC-480H .............................................................. 7
2.2 Installing the batteries ..................................................................... 9
2.3 Connecting the chargerbase Unit .................................................. 10
2.4 Charging the handset without chargerbase Unit ........................... 10
2.5 Installing the Belt Clip .................................................................... 11
2.6 Installation of Wireless Terminal ................................................... 11
2.7 Subscribing the GDC-480H to a System ....................................... 12
2.7.1 Enabling Subscriptions ................................................................................... 12
2.7.2 Subscribing to the System .............................................................................. 12
2.7.3 Terminating a Subscription ............................................................................. 13
2.8 Authentication ............................................................................... 14
3 Using the Basic Features ...................................................... 15
3.1 Turning the GDC-480H ON and OFF ............................................ 15
3.2 Volume Adjustments ..................................................................... 15
3.2.1 Adjusting the Audio volume ............................................................................ 15
3.2.2 Adjusting the Ringer volume ........................................................................... 15
3.3 Muting your Microphone ................................................................ 16
3.4 Placing an Outside Call ................................................................. 16
3.5 Releasing a Call ............................................................................ 16
3.6 Answering a Call ........................................................................... 17
3.7 Placing a Call on Hold ................................................................... 17
3.8 Call Transfer.................................................................................. 18
3.9 Do Not Disturb (DND) ................................................................... 18
3.10 Last Number Redial ...................................................................... 18
3.11 System Last Number Redial ......................................................... 19
3.12 Handset Speed Dial ...................................................................... 19
3.13 System Save Number Redial ........................................................ 19
4 Using Advance System Features ......................................... 20
4.1 Program a System User Name ..................................................... 20

GDC-480H Wireless Handset
User Guide
ii
4.2 Request a Busy Station Call Back ................................................ 20
4.3 Leaving a Return Call Message .................................................... 21
4.4 Camping-on to a Busy Station ...................................................... 21
4.5 Linked Stations Pairs .................................................................... 21
4.6 Answering a Call Ringing at Another Station ................................ 22
4.7 Using Station Speed Dialing ......................................................... 22
4.8 Using System Speed Numbers ..................................................... 23
4.9 Call Forward .................................................................................. 23
4.10 Pre-defined & Custom Text Messaging ........................................ 24
4.11 Responding to a Message Wait Indication .................................... 25
4.12 Blocking Outgoing Calls wTemporary COS .................................. 26
4.13 Paging ........................................................................................... 27
4.14 Call Park ....................................................................................... 27
4.15 Conference Room ......................................................................... 28
4.16 Universal Night Answer ................................................................. 28
4.17 Using the System Alarm Clock ...................................................... 29
4.18 To Register a System Access Authorization Code (PIN) .............. 29
4.19 Responding to an Authorization (PIN) Request ............................ 30
4.20 System Voice Announcements ..................................................... 30
4.21 Using System Voice Mail .............................................................. 30
4.22 User Program Codes .................................................................... 30
4.23 Alarm message ............................................................................. 32
5 GDC-480H User Menu Features ............................................ 33
5.1 Call Register (Call Log) ................................................................. 33
5.2 Display .......................................................................................... 34
5.3 Sound ............................................................................................ 35
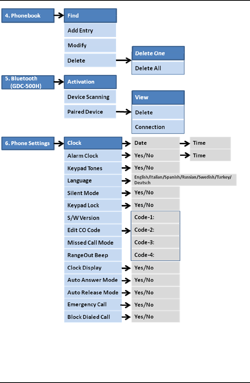
5.4 Phonebook .................................................................................... 36
5.4.1 Dialing from Phonebook ................................................................................. 37
5.4.2 Adding Records to the Phonebook ................................................................. 37
5.4.3 Modifying Records in the Phonebook ............................................................. 38
5.4.4 Deleting records from the Phonebook ............................................................ 38
5.4.5 Searching the Phonebook with Find ............................................................... 39
5.4.6 Phonebook UploadDownload with PC ............................................................ 39
5.5 Bluetooth only for GDC- ................................................................ 42
5.6 Phone Settings .............................................................................. 43
5.6.1 Clock, Date and Time display ......................................................................... 44
5.6.2 Alarm Clock .................................................................................................... 44

GDC-480H Wireless Handset
User Guide
iii
5.6.3 Keypad Tones ................................................................................................ 45
5.6.4 Language ....................................................................................................... 45
5.6.5 Silent Mode .................................................................................................... 45
5.6.6 Keypad Lock ................................................................................................... 46
5.6.7 SW Version .................................................................................................... 46
5.6.8 Edit CO Code ................................................................................................. 46
5.6.9 Missed Call Mode ........................................................................................... 47
5.6.10 Range Out Beep ............................................................................................. 47
5.6.11 Clock Display .................................................................................................. 48
5.6.12 Auto Answer Mode ......................................................................................... 48
5.6.13 Auto Release Mode ........................................................................................ 49
5.6.14 Emergency Call .............................................................................................. 49
5.6.15 Block Dialed Call ............................................................................................ 49
5.7 Phone Register ............................................................................. 49
5.7.1 Subscription .................................................................................................... 50
5.7.2 Base Choice ................................................................................................... 51
5.7.3 Modify PIN ...................................................................................................... 51
5.7.4 Base ID ........................................................................................................... 51
5.7.5 Reset .............................................................................................................. 51
5.8 Appointment .................................................................................. 52
5.9 Direct Call...................................................................................... 53
6 Troubleshooting ..................................................................... 54
7 Specifications ......................................................................... 55
8 Dial pad Character Charts ..................................................... 56
9 GDC-480H User Menu ............................................................ 58

GDC-480H Wireless Handset
User Guide
1
1. Introduction
Thank you for selecting the Ericsson-LG Enterprise GDC-480H Wireless handset. With our
GDC-480H you will experience great in-building mobility with access to all of the many
features and functions of your Ericsson-LG Enterprise communication system. This guide is
intended to provide you with detailed information on the use of your new Ericsson-LG
Enterprise Wireless DECT handset.
GDC-480H is a wireless handset that employs DECT technology to provide local in-building
mobility. Wireless Radio Frequencies (RF) signals are exchanged between the handset and
base stations (GDC-400B600B600BE). Multiple base stations connect to the Wireless
Management Interface (WMI) in your Ericsson-LG Enterprise phone system. The WMI links
the connected base stations forming a larger Base or Zone. Within this zone, transparent
handover of active communications between base stations in the zone is supported.
The button and features are almost same between GDC-480H and GDC-. But GDC-480H
does not support Bluetooth feature and the model name is different.
1.1 Description
1.1.1 Handset
The GDC-480H, shown in the Handset Diagram, appears much like a mobile cell phone. On
the front are the dial pad, a number of control buttons (described in the Handset Buttons and
Features list) and a large LCD display. In the lower rear of the unit is the battery
compartment. The battery charging terminals are located at the bottom of the unit. On the
right side of the GDC-480H is the headset jack.
Handset Diagram
Handset Buttons and Features

GDC-480H Wireless Handset
User Guide
2
Number Button Description
1
Navigation button:
Left arrow – idle state=view missed call, other states=left
navigation
Right arrow – Idle state=place call (host intercom dial tone),
active call state=press to Transfer call, or press and hold 1
second to place call on hold, in User Menu=right navigation.
Up and Down arrows – Idle state=Up for Local redial, Down
for Phonebook menu, active call state=adjust audio volume,
in User Menu=up and down navigation.
OK Button – Same as the Left soft button
2
Left & Right soft button: Interactive menu displayed directly
above buttons. Selection varies as needed. To select, press
the soft button directly below item.
3 Talk button: Connects handset to host system to answer
incoming or place outgoing calls.
4
Recall (Flash)Clear button: active call state=register recall,
flash to regain dial tone; idle state=press to clear single digit
press and hold 1 second to delete all digits.
5
*Silent Alert button: idle and dial state=press to dial ‘*’,
press and hold 1 second to turn Silent Alert ON and OFF;
active internal call=camp-on from host.
6 Call back button: Leave a call back or recall message
7
End call & Power button: Press to end a call or reject a call,
press and hold 1 second to turn power ON & OFF.
8 0~9 Dial Pad buttons
9 #Lock button: idle and dial state=press for ‘#’, press and
hold 1 second to lock dial pad.
10 SpeedProgram button: Host dial tone=press to access
Station or System Speed dial, press and hold 1 second for
host program mode.
11
Side button: Adjust the Ringer volume and Audio volume.
12
Emergency button: Immediately call the designation number
in emergency situations.

GDC-480H Wireless Handset
User Guide
3
GDC-480H (rear view)
If an Ear MicrophoneHeadset is attached to a GDC-480H, it can receive or release a call. It
is recommended to use a Headset meeting JIS C-6560 Specification. Press the button on
the Ear MicrophoneHeadset to receive an incoming call when ringing, and do the same
action to release the call. Making a call by using the Ear MicrophoneHeadset is supported,
too; press the button once on the Ear MicrophoneHeadset when in the idle state, then select
a number to dial from the redial list and the make the call by pressing the button.
Note:
Using a noise canceling or unidirectional Ear MicrophoneHeadset, with an impedance below
1 KΩ (usually is 1-2.2KΩ) may cause abnormal operation (unit may self-answer without
pressing the button when an incoming call is received, and unit may hang-up unexpectedly
while using the Ear MicrophoneHeadset).
Warning
1) Do not insert any external substance except ear-microphone for GDC-480H in
the hole. Inserting anything except for ear-microphone provided by general
maker may cause severe damage to the terminal.
2) Be careful not to let any foreign materials get into the product. In particular, if a
staple and pins are magnetized on the receiver, make sure to eliminate it before
use. Using it in such condition may cause fire, electric shock, or injury
especially on the face.

GDC-480H Wireless Handset
User Guide
4
1.1.2 GDC-480H Display
The GDC-480H has a large 176 x 220 pixel full-color TFT LCD (Liquid Crystal Display). The
display indicates the status of the handset and provides visual feedback for dialing and other
actions. Various icons, detailed in the chart below, are shown at the top of the display. The
central area of the display shows messages from the host Ericsson-LG Enterprise system
and the phone itself. At the bottom are selections for the Left and Right soft buttons.
GDC-480H Icons
Icon Name & Description
Antenna Icon ( ) & RSSI Icon ( )
The antenna icon indicates a DECT connection is established with the
Base station.
The RSSI (Received Signal Strength Indicator) is a meter of the RF signal
strength received by the handset. The number of vertical bars (0 ~ 4)
indicates the relative strength. At less then 2 bars, call quality may not be
acceptable. When no vertical bars are present there is insufficient RF
signal to process signals and calls can not be placed or received.
Phone icon
Indicates the handset is off-hook, talking or dialing and a DECT channel is
established.
Silent Alert icon
Indicates the ringer in the phone is Off. The phone will visual notify you of
incoming calls and may alert you with the vibrator. See Images & Sounds
in the User Menu section.
Message icon
Indicates the system has at least one new message or callback message
for the wireless terminal. The message information is updated at 3 minute
intervals.
Alarm icon
When the message is sent from alarm server and the terminal receives it,
the terminal will be displayed in the screen.
Keypad lock icon
Indicates the phone dial pad and buttons are inactive. This prevents
accidental is buttons press as may happen with a wireless handset.
Alarm clock icon
Indicates an Appointment is set.

GDC-480H Wireless Handset
User Guide
5
Icon Name & Description
Battery icon
Vertical lines indicate battery charge state. At one (1) bar charging is
recommended, and call quality may be affected. When low battery (1 bar),
backlight will turn off to save battery power.
The last Icon means the battery is charging.
Bluetooth icon: only GDC- is available.
The Bluetooth is available if activation is Yes. So it allows you to use a
wireless headset. Using a headset permits you to move freely around
phone and maintain a conversation.
Bluetooth headset icon: only GDC- is available.
Before using the headset, the headset must be paired with GDC- handset.
The Bluetooth headset icon is displayed if the paring is successful.
Speakerphone icon
Speakerphone can be activated by pressing Hook off button during a call.
Additionally, you can switch between the handset and Speakerphone
during a call.
Common System and Handset Messages
System Messages
Message Description Display Duration
STA xxxx Station number Idle state
CALL FROM
STA xxxx
Station number of calling internal
user. Alerting and active internal call
CALL TO
STA xxxx
Station number of called internal
user Alerting and active internal call
HOLDING
STA xxxx Station number of waiting call. Call on hold or transferring
LN XXX
RINGING CO line number in host system Alerting
LN XXX CO line number in host system Active external call
NO CHANNEL No RF or system channel available Until a channel is available
INVALID Station dialed is not valid About 30 seconds
NO ANSWER
STA XXX Called user does not answer About 30 seconds
NO RESP.
STA XXX
Called station is not responding,
perhaps power is Off About 30 seconds
Handset Messages
Message Description Display Duration
Range Out
Out-of-range of a base station or not yet
subscribed to a system. Phone will not function.
Walls, buildings, and other obstruction, especially
large metal surfaces negatively impact useable
range between the handset and Base station.
Out-of-range or not
subscribed
No Channel No available RF Channel in Base station All RF channels busy
Silent Mode Alert mode is vibrate, no audible ring is provide in
silent alert mode Silent alert mode
Direct call Handset is in a Direct call (Hotline) Active on direct call

GDC-480H Wireless Handset
User Guide
6
Message Description Display Duration
Keypad
Locked
The handset dial pad is locked; no outgoing calls
can be made.
Until handset is
unlocked
0~9, *, #, P,
D, R
Dialed digits and special characters.
(P -:Pause, D -:Go to DTMF, R -:Flash)
Dialing
1.1.3 Chargerbase Unit
The Chargerbase unit (pn GDC-450SSC) is used to charge the GDC-480H handset and to
house the handset when not in use. Terminals in the charger mate to terminals in the
bottom of the handset to allow the batteries to charge. Fully charged batteries provide about
12 hours of talk-time or about 80 hours of standby-time. To fully charge “dead” batteries
requires about 6 hours in the Charger.

GDC-480H Wireless Handset
User Guide
7
2 Getting Started
Before you can begin to use your new GDC-480H you must unpack the unit, install the
batteries, charge the unit and register the item for service to your telephone system. This
section provides you the information needed to complete these steps.
2.1 Unpacking the GDC-480H
Each GDC-480H package contains the items below. These items include the GDC-480H
handset, Chargerbase, ACDC adapter, Li-ion batteries, this User Guide and a belt clip.
Unpack the carton and assure all items are available.
GDC-480H package
Handset ChargerBase ACDC Adapter
Batteries Quick Guide Belt Clip
Ear-Microphone

GDC-480H Wireless Handset
User Guide
8
GDC- package
Handset ChargerBase ACDC Adapter
Batteries Quick Guide Belt Clip
Ear-Microphone

GDC-480H Wireless Handset
User Guide
9
2.2 Installing the batteries
The batteries are installed in the battery cavity in the rear of the unit. To install the batteries,
1. Remove the battery cover located on the rear of the unit. Press the latch at the top of
the cover and slide the cover down to remove.
2. Insert batteries. Assure the battery polarity matches the polarity in the battery cavity.
3. Place the cover on the unit just below the cavity and push the cover upward until the
latch is engaged.
4. The unit must be placed in the charger for approximately 6 hours to fully charge the
batteries.
Mode Duration Charging Time
Talk Mode 12 hours Full charge 9 hours
Standby Mode 80 hours
Note:
Poor care of batteries limits their useful operating life. Keep phone in the Chargerbase when
not in use.
At low battery levels (less than 1 battery power bar), the display backlight turns OFF to
maximize battery charge.
Use only with batteries provided for the GDC-480H. Use of other types of
batteries may cause harm to the unit or explosion.
Dispose of used batteries in accordance with local codes and regulations.
Battery Limited Warranty: we warrant 6 months from the date of purchase.
If the water damage sticker of the battery is normally white, but when it has
come in contact with water or a liquid containing water, it will turn fully red.
So if the battery has been damaged by liquid, the service for liquid damage
is not covered by the warranty.
Water damage sticker

GDC-480H Wireless Handset
User Guide
10
2.3 Connecting the chargerbase Unit
The Chargerbase unit must be connected to power using the supplied ACDC Adapter.
1. Plug the DC output plug of the adapter into the DC input of the charger.
2. Insert the AC plug of the adapter into an AC outlet.
Use only the adapter provided with the unit. Use of a different adapter could
damage the unit or cause a fire and will invalidate your warranty.
2.4 Charging the handset without chargerbase Unit
The handset can be charged without charger as below. Also it is available to charge
Handset during a call if Auto Release Mode is OFF.
Note:
Use only the adapter provided with the unit. Use of a different adapter could
damage the unit or cause a fire and will invalidate your warranty. It is not
available to charge using USB port of PC.

GDC-480H Wireless Handset
User Guide
11
2.5 Installing the Belt Clip
The GDC-480H comes with a belt clip that can be installed on the unit. To install the belt clip,
refer to the figure and instructions below.
When installing the belt clip:
1. Turn the screw clockwise on the back of the unit.
2. The belt clip is pulled upward until the screw is inserted into the hole securely.
When uninstalling the belt clip:
1. The belt clip is pulled down with pushing the button of the belt clip until the lock is
open.
2.6 Installation of Wireless Terminal
Before using the GDC-480H, the wireless terminal must be subscribed to a System. The
subscription process must be conducted at the User Station, and at the Attendant Station to
ensure proper function of the wireless terminal. Proper Authorization Codes should be
obtained from the System Administrator or the Attendant before processing the subscription
(refer to Subscribing the GDC-480H to a System).
The wireless terminal is allowed to be subscribed to up to 4 GAP systems. If a user wants to
subscribe to more than 4 systems, the wireless terminal first should be unsubscribed from
one of the systems. This subscription procedure can be performed by a User. There are two
methods to unsubscribe the wireless terminal from the key system:
The User can unsubscribe from the system and the wireless terminal at the same time
(details described in Terminating a Subscription).
The second method is to unsubscribe locally in the system or at the wireless terminal
separately.
Warning
If a user terminates their subscription at their terminal, the Attendant should be
notified so terminal information can be deleted from the System.

GDC-480H Wireless Handset
User Guide
12
2.7 Subscribing the GDC-480H to a System
Prior to accepting a connection with a GDC-480H, a subscription to services must be
entered into the WMI of your telephone system. This is accomplished in a two step process:
the Attendant station enables subscription of a phone to the system, then the GDC-480H
subscribes to the system for services.
2.7.1 Enabling Subscriptions
To enable a subscription, from the Attendant station;
1. Press [TransPgm] button; the Pgm LED flashes and the Monitor-Speaker LED lights.
2. Press ‘0 and #’.
3. Press Flexible button 1.
4. Dial the subscribing station number.
5. Enter the Phone Type; 5 for new systems, or 1 for older systems (pre 1.0B sw).
6. Pres [HoldSave] button.
7. When the subscription completes, a confirmation tone is received and then press
Monitor-Speaker button.
Note:
Don’t press Monitor or Speaker button at the Attendant phone until the GDC-480H
completes the subscription and subscription confirmation tone is heard.
2.7.2 Subscribing to the System
When subscribing to the system you will need the system’s unique Radio Frequency
Personal Identification (RFPI) and the System Authentication code (AC, available from your
System Administrator). Also, before starting the subscription process make sure you are
close to an active system Base station and the RSSI indicator is steady.
To subscribe to the system from the GDC-480H:
1. Press the Menu ( ) button to display the menu.
2. From the menu use the Navigation ( ) button to highlight Phone Register.
3. Press the OK ( ) button; this displays the Phone Register menu.
4. Select “Subscription” using the up and down arrows of the Navigation ( ) button
and press the OK ( ) button.
5. Select an available BASE station number and press the OK ( ) button; the GDC-
480H searches for the system, displaying and “Searching..x”. When a system is
found, its RFPI, is displayed. The RFPI of your system is available from your System
Administrator, or perhaps the attendant.
6. Press OK ( ) button while highlighting the RFPI to continue the subscription to the
system, or
7. Press No ( ) button to continue the search.
8. Enter your subscription Authentication code (AC); code is available from either your
System Administrator, or the attendant.
9. Press OK ( ) button; on successful subscription, a confirmation tone is received at
the GDC-480H and the Attendant Station.
10. If the subscription fails, repeat procedure from Step 3 to 6 at the Attendant Station
and Step 1 to 8 from the GDC-480H (refer to Note).

GDC-480H Wireless Handset
User Guide
13
Note:
Depending on the system or radio channel environment, the system or the wireless terminal
may not recognize that the system has the subscribed wireless terminal or the wireless
terminal is subscribed to the system. Once a user has performed the subscription procedure,
the user should attempt to make a call. Then, if a user can’t make a call, the subscription
procedure should be conducted again after selecting the unsubscribe menu item (refer to
Terminating a Subscription section).
2.7.3 Terminating a Subscription
Unsubscribing will make a wireless terminal lose connection to the iPECS-LIKMG WOTS,
UCP, and eMG80800. The subscription data of the phone (stored in MPB and WTIB or the
wireless terminal) should be erased separately at both User Station and Attendant Station
using the Unsubscribe procedure. To unsubscribe a wireless terminal, it should be in an idle
state.
To Unsubscribe from the Attendant Station:
TRANSPGM + 0# + Flex. Button 2 + Station No. + HOLDSAVE
1) Press [TRANSPGM] button. ([TRANSPGM] LED flashes and [MON] LED lights
steady.)
2) Press 0#.
3) Press Flexible button 2.
4) Enter the station number.
5) Press [HOLDSAVE] button and confirmation tone is heard.
6) Confirmation tone (or error tone) will be heard at the Station, and the corresponding
Attendant Station.
7) LCD message “No Subscription” will be displayed if there is no subscribed system.
In rare cases when subscription data must be deleted from a lost phone, etc., the following
procedure may be used.
To Unsubscribe users locally in the system from the Attendant Station:
To unsubscribe all wireless terminals at once,
TRANSPGM + 0 #+ Flex. Button 7 + Password (147*) + HOLDSAVE
1) Press [TRANSPGM] button ([TRANSPGM] LED flashes and [MON] LED lights
steady).
2) Press 0#.
3) Press Flexible button 7.
4) Enter the Password (default=147*).
5) Press [HOLDSAVE] button and confirmation tone is heard.
6) Confirmation tone (or error tone) will be heard at the Station, and the corresponding
Attendant Station.
To unsubscribe one subscribed wireless terminal,
TRANSPGM + 0 # + Flex. Button 8 + Station No + HOLDSAVE
1) Press [TRANSPGM] button ([TRANSPGM] LED flashes and [MON] LED lights
steady).
2) Press 0#.
3) Press Flexible button 8.

GDC-480H Wireless Handset
User Guide
14
4) Enter the Station No.
5) Press [HOLDSAVE] button and confirmation tone is heard.
6) Confirmation tone (or error tone) will be heard at the Station, and the corresponding
Attendant Station.
2.8 Authentication
Verifies the wireless terminal andor the user with the System. The User inputs the User
Personal Identification (UPI) or Authorization codePIN (5-digits), when requested by System
Attendant.
To Authenticate a User from the Attendant Station:
TRANSPGM + 0 # + Flex. Button 5 + Station No + HOLDSAVE
1) Press [TRANSPGM] button ([TRANSPGM] LED flashes and [MON] LED lights
steady).
2) Press “0 #’ (‘0 #’ in iPECS-LIKUCPeMG).
3) Press Flexible button 5.
4) Enter a station number to be authenticated.
5) Press [HOLDSAVE] button and confirmation tone is heard.
To Authenticate a User from the Wireless Terminal:
When the attendant presses [HOLDSAVE], a message asking for User
authentication will be displayed on the wireless terminal along with an audible
confirmation tone.
1) Enter five-digit Authorization codePIN.
2) Press OK ( ) button longer than 1 second.
3) Confirmation tone (or error tone) will be heard at the Station, and the corresponding
Attendant Station.
PIN (5 digit) + OK

GDC-480H Wireless Handset
User Guide
15
3 Using the Basic Features
Some buttons have multiple functions. In some cases, a button will activate one feature
when simply pressed and activate another feature when the button is pressed and held for a
little longer than 1 second. For example, turning the power ON and OFF is done using the
End & Power button. Pressing the button will end an active call, holding the button turns
power OFF. Buttons may also provide different functions depending on the state of the
phone; when idle the button may provide one function and when busy, the button activates a
different feature. Local phone features are generally accessed by a button with the handset
idle while system features are accessed when the phone is in the talk mode waiting to dial.
In many cases a dial code (a series of digits) is required to activate a feature. Since dial
codes are different for each system and may be changed through Admin, codes are
referenced by name. Code digits are available from your System Administrator, or perhaps
the Attendant.
3.1 Turning the GDC-480H ON and OFF
Your new Wireless handset operates on 1 Li-ion rechargeable batteries. When not in-use, it
should be turned OFF to extend the life of the batteries. Fully charged, batteries provide
about 15 hours of talk-time or about 120 hours of standby time.
To turn the power ON or OFF:
Power ON
1. Press and hold (2 second) the EndPower ( ) button to turn power ON; the
handset displays “Range Out” while searching for a base station. After the handset
locates a base station, the Antenna and RSSI icon displays
Power OFF
1. Press and hold (2 second) the EndPower ( ) button to turn power OFF. After a
validation tone is received, the handset switches OFF.
3.2 Volume Adjustments
3.2.1 Adjusting the Audio volume
During a call, you can adjust the audio volume from the earpiece (level 1 to 6).
To adjust the audio volume:
1. While on a call, press the Up or Down arrow on the Navigation ( ) button.
Or Press the Side button.
3.2.2 Adjusting the Ringer volume
You can adjust the ringer volume separately for internal and external calls (level 1 to 9).
To adjust the ringer volume level:
1) Press the Menu ( ) button to display the menu.
2) In the menu, use the Navigation ( ) button to highlight Sound and press the OK
( ) button; this displays the Sound menu.
3) From this menu, select Sounds using the Up and Down arrows of the Navigation
( ) button and press the OK ( ) button.

GDC-480H Wireless Handset
User Guide
16
4) From this menu select External Ring or Internal Ring to set the ringer volume for
external or internal calls respectively and press the. OK ( ) button.
5) Use the Left and right arrows of the Navigation ( ) button to highlight the volume
level and press the OK ( ) button.
Or Press the Side button.
3.3 Muting your Microphone
During a call, you can mute the microphone so that the connected party can’t hear what is
said in your vicinity. While the Mic. is muted you will still hear the connected party.
To mute the microphone while on a call:
1. Press the Option ( ) left soft button. The handset displays the Call Options menu.
2. Use The Up and Down arrows of the Navigation ( ) button to highlight Mute and
press the OK ( ) button; MUTED is shown in the display.
To deactivate Mute so that the connected party can hear you:
1. Press the Enable ( ) right soft button, the function is deactivated.
3.4 Placing an Outside Call
While the phone is idle, you may dial a call (up to 24 digits). The display indicates the last 11
digits dialed. In case an error occurs during dialing, you may delete the last or all digits
using the delete ( ) right soft button. Pressing the button deletes the last digit, holding
the button pressed for more than 1 second deletes all digits.
To Place a call:
1. Dial the phone number; remember you may need to dial an access code such as ‘9’
to place an external call.
2. Press the
Talk ( ) button; the Phone icon ( ) displays and the number dials.
You alternatively can press the Talk ( ) button prior to dialing. In this case, when you
press the button you will receive a dial tone and may then dial the number. Note that unlike
the pre-dialing above, digits cannot be deleted.
3.5 Releasing a Call
While on an active call, incoming or outgoing, you may release the call at any time.
To release a call:
1. Press the End ( ) button. The wireless terminal ends the call and returns to an
idle state.

GDC-480H Wireless Handset
User Guide
17
3.6 Answering a Call
When a call is received, you receive a visual indication of the incoming call. The Call type
icon flashes EXT or INT indicating an external or internal call and the calling number is
shown. If the number is stored in the local Phonebook, the associated name is displayed. In
addition to the visual indication, you receive either an audible ring or the phone vibrates
based on handset set-up selection (refer to incoming call alert setting). You may answer or
reject the call; both will terminate the incoming call signals at the handset.
To answer an incoming call:
1. Handset rings, the Call type icon flashes and Caller ID is displayed (if available).
2. Press Talk ( ) button to answer a call; the phone icon ( ) and the Call type
display.
Note:
If the handset is in the Chargerbase, lifting the handset out of the charger automatically
answers an incoming call. This function is available if Auto Answer Mode sets up
‘Enabled’.
To reject the incoming call and stop the incoming call signal:
1. Press the End ( ) button, all signaling stops, but the caller hears ring-back tone.
3.7 Placing a Call on Hold
While you are on a call using the GDC-480H, you may place the caller in a waiting state
where the caller hears music on hold. This allows you to place another call or answer a call
waiting.
To place a call on hold:
1. Press and hold, 1 second, the right arrow on the Navigation ( ) button. The call
is placed on hold and other party receives audio from the System music source. The
User’s GDC-480H receives dial tone form the system.
Note:
If a second call is waiting, the above procedure automatically connects the waiting call.
To place another call:
1. Press the End ( ) button; the wireless terminal returns to an idle state.
2. Place second call in the normal manner.
To retrieve the held call:
1. Press and hold, 1 second, the right arrow on the Navigation ( ) button; the held
call is re-connected.

GDC-480H Wireless Handset
User Guide
18
3.8 Call Transfer
You can send an active call to another user of your Ericsson-LG Enterprise system. You can
announce the transfer to the receiving party (Screened Transfer) or without an
announcement (Unscreened Transfer).
To transfer an active call:
1. Press the right arrow Navigation ( ) button; the call is placed on hold and dial
tone is received.
2. Dial the number of the internal user to receive the call.
3. To complete the transfer without announcement, press the End ( ) button,
OR
4. To announce the transfer, await answer, announce the transfer and press the End
( ) button.
3.9 Do Not Disturb (DND)
When the DND (Do Not Disturb) feature is active, the GDC-480H will not notify you of an
incoming call. The handset will not ring or vibrate allowing you to work without interruption
from an incoming call. The host Ericsson-LG Enterprise system determines routing of the
incoming call while your phone is in DND.
To activate DND:
1. Press the Talk ( ) button.
2. Dial the DND code, default 553; a confirmation tone is received and the handset
enters DND.
3. And then the wireless terminal returns to an idle state.
To deactivate DND:
1. Press the Talk ( ) button.
2. Dial the DND code, default 553; confirmation tone is received and the handset enters
DND.
3. And then the wireless terminal goes to an idle state.
3.10 Last Number Redial
The GDC-480H stores the last ten (10) numbers called in memory. These can be internal or
external phone numbers. These numbers can be accessed and a number selected quickly
for redialing.
To use Last Number Redial, while idle:
1. Press the up arrow on the Navigation ( ) button. The last five dialed numbers
are displayed.
2. Use the Navigation ( ) button to highlight the desired number and press the left
( ) soft button. This will access the Option menu.
3. Use the Navigation ( ) button to highlight Call in the Option menu and press the
left ( ) soft button. The selected number is dialed.

GDC-480H Wireless Handset
User Guide
19
3.11 System Last Number Redial
The host Ericsson-LG Enterprise system stores the last fifteen (15) external numbers called
by the GDC-480H in system memory. These numbers can be accessed and the number
selected for quick redialing.
To use System Last Number Redial:
1. Press the Talk ( ) button.
2. Press the SpeedProgram ( ) button.
3. Press the asterisk ( ) button; the last number is shown in the display.
4. Use the up and down arrows on the Navigation ( ) button to display the desired
number.
5. Press and hold, 2 second, the right arrow on the Navigation ( ) button with the
number highlighted. The handset places a call to the selected number.
Note:
This feature works with external calls only, internal calls are not registered for System
Last Number Redial.
3.12 Handset Speed Dial
The GDC-480H incorporates a Phonebook that can contain up to 60 records. Each record
contains a name, number and a record number. Numbers from the Phonebook can be
automatically dialed by entering the Phonebook record number (1-60). Refer to the
Phonebook section later in this guide for details on the Phonebook.
To speed dial a number from Phonebook:
1. Dial the Phonebook entry number (1-60), holding each digit for longer than 1 second.
If a number is stored in the entry, the number is dialed automatically. If no number is
stored for the Phonebook entry, the dialed digits are ignored.
3.13 System Save Number Redial
You can save a number in the host system memory for quick access at a later time.
To save a number while on an outgoing call:
1. Press SpeedProgram ( ) button twice during a call.
To dial a Saved number:
1. Press Talk ( ) button.
2. Press SpeedProgram ( ) button.
3. Press the pound ( ) button.
Note:
If the line used to make the original call is busy, redial uses an available line from the
same line group.
This feature works with external calls only and will not work for internal calls, calls within
the host system.

GDC-480H Wireless Handset
User Guide
20
4 Using Advance System Features
4.1 Program a System User Name
You can store a name in the host system for use as your id when you are called or call
another station. The User name is also employed with Dial-by-Name.
To assign your User name:
1. Press the Talk ( ) button, you receive dial tone.
2. Press and hold, 2 second, the SpeedProgram ( ) button.
3. Dial the Name Program Code, default is 74.
4. Enter the station’s name using two (2) digits for each character. Refer to the
character entry chart below. Up to 12 characters can be entered.
5. Press and hold, 2 second, the SpeedProgram ( ) button to store the
information.
6. And then the wireless terminal goes to an idle state.
A = 2-1 B = 2-2 C = 2-3 D = 3-1 E = 3-2 F = 3-3
G = 4-1 H = 4-2 I = 4-3 J = 5-1 K = 5-2 L = 5-3
M = 6-1 N = 6-2 O = 6-3 P = 7-1 Q = 1-1 R = 7-2
S = 7-3 T = 8-1 U = 8-2 V = 8-3 W = 9-1 X = 9-2
Y = 9-3 Z = 1-2 . = 1-3 , = *-3 : =
*-2
space =*-1 0 = 0-0 1 = 1-0 2 = 2-0 3 = 3-0
4 = 4-0] 5 = 5-0 6 = 6-0 7 = 7-0 8 = 8-0 9 = 9-0
4.2 Request a Busy Station Call Back
If you receive busy tone when calling another station, you may request to be placed in a
queue to receive a Call Back. When the called station returns to idle, the system signals you
with Callback ring. When you answer, the now idle station is called.
To activate a callback:
1. While receiving internal call busy tone, press the Call back ( ) button, you will
receive confirmation tone.
2. Press the End ( ) button. The wireless terminal goes to an idle state.
When the busy station returns to idle, you receive a Callback.
1. Answer the callback in the normal manner.
2. Await answer from the previously called station.
Note:
A maximum of 5 simultaneous callbacks can be active. Call backs are returned in the
order received at the Station (your callback may not be first in line). If you do not answer
a callback ring within 15 seconds, the callback is cancelled.

GDC-480H Wireless Handset
User Guide
21
4.3 Leaving a Return Call Message
When a station user does not answer your call or is in DND, you may request the user
callback when available. The station receives a Message Wait indication and responds
using the procedure in Responding to a Message Wait section discussed later in this guide.
To leave a return call request:
1. When your call to another station is unanswered or you receive DND tone, press the
Call back( ) button, you will receive confirmation or, if available, the option to
leave a voice message.
2. Follow the voice instructions to leave a voice message.
3. Press the End ( ) button.
Note:
You may wish to leave a voice message. When given the option, follow the verbal
instructions of the Voice Mail system.
To hear VSF mail system, leaving a return call message:
1. Press the Talk button ( ) button.
2. Press the Call Back button ( ) button twice.
3. Enter the password to hear VSF mail.
4.4 Camping-on to a Busy Station
If you receive busy tone when calling another station, you may request to alert the called
party of your call waiting. When camped-on, the system sends a call wait tone to the busy
station. The busy user can decide to place the active call on hold to respond to your call,
ignore your call, or enter DND.
To camp-on a busy station and send a Call Waiting signal:
1. While receiving internal call busy tone, press the asterisk ( ) button, you and the
called user receive the Call Waiting tone.
2. Wait until answered or press the End ( ) button to cancel camp-on.
To answer a call waiting if you receive a call waiting tone:
1. Press and hold, 1 second, the right arrow of the Navigation ( ) button. The active
call is placed on hold and the new call is connected.
4.5 Linked Stations Pairs
Your handset may be linked to another station in the host system. When linked operation of
the two stations is synchronized; when one is busy the other is busy and when one is in DND
the other is in DND. Either can activate and deactivate user features.
Note:
The system may take up to 3 minutes to notify the handset of changes to the state of
user features such as DND. A linked station will display “IN USE AT LINK” when the
other linked station is in use; on a call.

GDC-480H Wireless Handset
User Guide
22
4.6 Answering a Call Ringing at Another Station
When another station rings and you may be allowed to answer (pick up) the call. There are
two (2) types of pick-up; directed call pick up answers a call to a specific phone, and group
pick-up answers a call to a group of phones.
To pick up a call for a specific ringing station:
1. Press the Talk ( ) button, you receive dial tone.
2. Dial the Directed Call Pick-up code, default is 7.
3. Dial the number of the ringing station.
To answer a call to a group of ringing stations:
1. Press the Talk ( ) button, you receive dial tone.
2. Dial the Group Call Pick-up code. Refer to your System Administrator or, perhaps the
Attendant for the dial code.
Note:
In certain situations such as private line calls, callbacks, etc., you will not be permitted to
pick up a ringing call.
4.7 Using Station Speed Dialing
In addition to the Phonebook numbers, the host system provides memory for additional
Speed dial numbers. Once stored these numbers can be accessed and dialed. Each of the
Station Speed dial numbers can be up to 24 digits in length and may include special
instructions including:
‘*’ as 1st digit Activate Display Security, do not display number.
Flash as 1st digit Activate dial-tone detect.
‘#’ Insert a pause dialing command.
‘*’ not 1st digit Switch from Pulse to DTMF dialing.
[msgcallbk] Send as ISDN Keypad Facility IE.
[hold] Insert a Pulse to tone switch-over
To store a Station Speed dial number:
1. Press the Talk ( ) button, you receive dial tone.
2. Press and hold, 2 seconds, the SpeedProgram ( ) button.
3. Press the SpeedProgram ( ) button.
4. Dial the Speed dial bin location (may be obtained from System Administrator).
5. If iPECS-LIKUCPeMG system, dial the CO Access code (may be obtained from
System Administrator).
6. Dial the phone number to store.
7. Press and hold, 2 seconds, the SpeedProgram ( ) button.
8. If desired enter a name to associate with the number. Refer to the “Programming a
Name into Display’ section earlier in the guide.
9. Press and hold, 2 seconds, the SpeedProgram ( ) button.
10. Press the End ( ) button.
Repeat the above procedure to store additional Speed dial numbers.

GDC-480H Wireless Handset
User Guide
23
To delete a Station Speed Dial number:
1. Press the Talk ( ) button, you receive dial tone.
2. Press and hold, 2 seconds, the SpeedProgram ( ) button.
3. Press the SpeedProgram ( ) button.
4. Dial the Speed dial bin location.
5. If iPECS-LIKUCPeMG system, press the SpeedProgram ( ) button.
Note:
Depending on the host system, the number of Station Speed dials available, the length of
the stored number, and special instructions available will vary (check with your System
Administrator).
To use a Station Speed Dial:
1. Press the Talk ( ) button, you receive dial tone.
2. Press the SpeedProgram ( ) button.
3. Dial the Speed dial bin location.
4.8 Using System Speed Numbers
In addition to Station Speed Dials, the host system includes memory to store system speed
dial numbers available to all stations connected to the system. These numbers are stored by
the attendant or System Administrator.
To use a System Speed Dial:
1. Press the Talk ( ) button, you receive dial tone.
2. Press the SpeedProgram ( ) button.
3. Dial the Speed dial bin location. Contact your System Administrator for System
Speed dial numbers available.
Note:
In some cases, your access to Speed dials may be limited in the system (check with your
System Administrator).
4.9 Call Forward
You may select to have your incoming calls re-routed to another station, a station group, or
voice mail.
To activate call forward for your calls:
1. Press Talk ( ) button, you receive dial tone.
2. Dial the Call Forward code (default=554).
3. Dial the Call Forward type code-
0 – Follow-me forward
1 – Unconditional forward
2 – Busy forward
3 – No answer forward
4 – Busy or No answer forward
5-9 – Off-net forward, check with your System Administrator

GDC-480H Wireless Handset
User Guide
24
# - Cancel call forward
4. Dial the internal destination station, group, etc.
5. Press the End ( ) button.
Note:
When forwarding calls to voice mail, assure you have created a voice mail greeting. In
some cases, such as Follow-me forward, you must enter an Authorization Code to
activate the feature. DND and Call Forward are mutually exclusive features. If DND is
active, Call Forward cannot be set. You must have allowed Call Forward in the host
system for Call Forward to be available at the terminal.
To hear the VSF mail system, Leaving a Return Call Message:
1. Press the talk button.
2. Press the call back button.
3. Press the call back button again.
4. Enter the password.
4.10 Pre-defined & Custom Text Messaging
You can select a text message to be shown on the display of a calling station. When active,
incoming intercom callers see the text message in the phone’s LCD. There are ten Pre-
defined messages (01-10), ten system wide Custom messages and one User Custom
Message. Several of the ten Pre-defined messages allow for auxiliary information such as a
time, date or number as shown in the chart below.
To activate call forward for your calls:
1. Press the Talk ( ) button, you receive dial tone.
2. Press and hold, 2 second, the SpeedProgram ( ) button.
3. Dial the Text Message code, default 51.
4. Dial the message number.
5. Dial any additional information required by the message.
6. Press and hold, 2 second, the SpeedProgram ( ) button.
7. And then the wireless terminal goes to an idle state.
Message Code Message Description
0 0 User Custom Message
0 1 LUNCH TILL hh:mm
0 2 VACATION mm dd
0 3 OUT OFFICE TILL hh:mm
0 4 OUT OFFICE mm dd
0 5 OUT OFFICE UNKNOWN
0 6 T) (Telephone No. up to 17 digits)
0 7 IN OFFICE STA xxx
0 8 MEETING TILL hh:mm
0 9
A
T HOME
1 0
A
T BRANCH OFFICE
# Cancel Message
1 1 ~ 2 0 Custom System Messages, contact the Attendant.

GDC-480H Wireless Handset
User Guide
25
To create a User Custom Message:
1. Press the Talk ( ) button, you receive dial tone.
2. Press and hold, 2 seconds, the SpeedProgram ( ) button.
3. Dial the Text Message code, default 52.
4. Dial the message content using the 2 digits for each character method, see chart
below.
5. Press and hold, 2 seconds, the SpeedProgram ( ) button.
6. And then the wireless terminal goes to an idle state.
A
= 2-1 B = 2-2 C = 2-3 D = 3-1 E = 3-2 F = 3-3
G = 4-1 H = 4-2 I = 4-3 J = 5-1 K = 5-2 L = 5-3
M = 6-1 N = 6-2 O = 6-3 P = 7-1 Q = 1-1 R = 7-2
S = 7-3 T = 8-1 U = 8-2 V = 8-3 W = 9-1 X = 9-2
Y = 9-3 Z = 1-2 . = 1-3 , = *-3 : =
*-2
space =*-1 0 = 0-0 1 = 1-0 2 = 2-0 3 = 3-0
4 = 4-0] 5 = 5-0 6 = 6-0 7 = 7-0 8 = 8-0 9 = 9-0
4.11 Responding to a Message Wait Indication
Your system supports a number of message formats including station callback message and
voice mail. Depending on the host system and configuration, you may receive missed
external call messages and internal Short Message Service (SMS). When a message has
been left, you receive a message waiting icon. When you respond to all outstanding
messages, the icon disappears.
There are two primary message wait response procedures, one for the iPECS-LIKUCPeMG
and one for the iPECS. Check with your System Administrator to determine the correct
operation for your system.
To a message wait from an iPECS-LIKUCPeMG system wintegrated mail option:
1. Press the Talk ( ) button, you receive dial tone.
2. Press the Call back ( ) button. If you have a station callback message, the
station is called.
3. If the message is a voice mail, the first voice message is played. Press and hold, 1
second, the right arrow on the Navigation ( ) button for the next voice message.
To replay a message press the Call back ( ) button. To erase a voice message,
press the RecallClear ( ) button.
4. Press the End ( ) button. If you have responded to all your messages, the
message waiting indication is terminated.
To respond to a message wait from an iPECS system:
1. Press the Talk ( ) button, you receive dial tone.
2. Press the Call back ( ) button. The system sends the message summary
display as below. This display shows the types of messages and the number of each
waiting.
STCLVSVMUSMS
000000000000

GDC-480H Wireless Handset
User Guide
26
3. or, ST (station call back messages) dial 1 and press the Call back ( ) button to
return the message. To delete a station message without a call back, press the * and
1 digits; to delete all station messages without a call back, press the # and 1.
For CL (missed call with CLI messages), dial 2 and press the right arrow on the
Navigation ( ) button to return the call. To delete the current CLI message, press
the Call back ( ) button and to delete all CLI messages press the
SpeedProgram ( ) button twice.
For VS (integrated basic mail) or VM (3rd party voice mail) or UC (integrated Unified
Communications server) messages, dial 3, 4 or 5 and follow the voice prompts to hear,
delete and manage your messages.
For MS (internal SMS messages), dial 6 and a summary of the text messages, up to
10 are shown. Dial the SMS number (0 ~ 10) to view the entire message. To delete
the SMS, dial # and 1; to cancel and return to idle, dial # and 2: to delete all internal
SMS messages, dial # and 3.
4. Press the End ( ) button. If you have responded to all your messages, the
message waiting indication is terminated.
4.12 Blocking Outgoing Calls wTemporary COS
As an alternative to the handset Keypad Lock, you can block external calls from the handset
employing the host system by activating Temporary Class-of-Service. When Temporary
COS is active, the handset can make internal calls but cannot make external calls.
To activate Temporary COS and block outbound external calls:
1. Press the Talk ( ) button, you receive dial tone.
2. Press and hold, 2 second, the SpeedProgram ( ) button.
3. Dial the Activate Temporary COS code, default 21.
4. Press and hold, 2 second, the SpeedProgram ( ) button.
5. And then the wireless terminal goes to an idle state.
To restore the normal COS and allow outbound external calls
1. Press the Talk ( ) button, you receive dial tone.
2. Press and hold, 2 second, the SpeedProgram ( ) button.
3. Dial the Cancel Temporary COS code, default 22.
4. DialEnter your Authorization code (PIN).
5. Press and hold, 2 second, the SpeedProgram ( ) button.
6. And then the wireless terminal goes to an idle state.
Note:
A user authorization code is required to restore COS.

GDC-480H Wireless Handset
User Guide
27
4.13 Paging
The host system incorporates voice broadcasts to other stations and external speakers.
During a page, voice is broadcast to the speaker of idle stations assigned to receive the
page. Each station is assigned to a page group, known as a zone, and individual zones are
paged. The Dial code and number of page zones vary between systems (ask System
Administrator for Page zone dial codes).
To Page over the host system:
1. Press the Talk ( ) button, you receive dial tone.
2. Dial the Page zone, see your System Administrator for Page Zones codes.
3. After the confirmation tone, speak in a normal voice; your voice is broadcast to the
zone dialed.
4. When done, press the End ( ) button.
A paging party may request another user join in a conversation. The paged party can
respond to the page and the two parties are joined in a private conversation.
To respond to a request to join a conversation:
1. Press the Talk ( ) button, you receive dial tone.
2. Dial the Meet Me code, default is 544.
3. After the confirmation tone, a private connection is established to the paging party.
4. When done, press the End ( ) button.
4.14 Call Park
Call Park is commonly used with paging and is used to transfer a call to someone not at a
known station. The call is parked and the desired party paged to answer the parked call.
The paged party dials the park location, known as an orbit, to answer the call.
To park an active external call:
1. Press the right arrow of the Navigation ( ) button, the call is placed in parking
hold.
2. Dial the Park orbit code, see your System Administrator for codes.
3. Press the End ( ) button.
4. Page desired party.
To answer a park call from idle:
1. Press the Talk ( ) button, you receive dial tone.
2. Dial the Park orbit code, see your System Administrator for codes.
3. After the confirmation tone, a private connection is established to parked call.
4. When done, press the End ( ) button.

GDC-480H Wireless Handset
User Guide
28
4.15 Conference Room
GDC-480H cannot initiate a conference. It can, however, create, join, and delete a
conference room.
To activate (create) a conference room:
1. Press the Talk ( ) button, you receive dial tone.
2. Press SpeedProgram button (longer than 2 sec.), and dial 53 (conference room
activate code) + Room Number (1-9).
3. Enter optional 5-digit conference room password (as needed).
4. Press right arrow of the Navigation ( ) button (longer than 2 sec.).
To deactivate (delete) a conference room:
1. Press the Talk ( ) button, you receive dial tone.
2. Press SpeedProgram button (longer than 2 sec.), and dial 54 (conference room delete
code) + Room Number (1-9).
3. Press right arrow of the Navigation ( ) button (longer than 2 sec.).
To join a conference room:
1. Press the Talk ( ) button, you receive dial tone.
2. Dial 59 (conference room join code) + conference room number (1-9).
3. If enabled, enter the 5-digit conference room password.
4.16 Universal Night Answer
In the Night mode, the host system changes assigned incoming call routing often to alert
through external speaker systems. Universal Night Answer (UNA) permits you to answer
such ringing calls at night.
To use UNA to answer a call:
1. Press the Talk ( ) button, you receive dial tone.
2. Dial the UNA code, see your System Administrator for the UNA dial code.
3. After the confirmation tone, a private connection is established to the caller.
4. When done, press the End ( ) button.

GDC-480H Wireless Handset
User Guide
29
4.17 Using the System Alarm Clock
In addition to the handset Appointment feature, the host system incorporates a wake-up or
alarm clock feature. When the alarm time is reached, the system alerts you with ring signal
and displays “WAKEUP RING.” The wake-up call is effective for one-day or until canceled
(repetitive).
To set the wake-up time:
1. Press the Talk ( ) button, you receive dial tone.
2. Press and hold, 2 second, the SpeedProgram ( ) button.
3. Dial the Set Wake-up code (default=41).
4. Dial the Wake-up time as hh:mm in 24 hour format (2359).
5. Press # for a repetitive alarm, otherwise a one-time alarm is set.
6. Press and hold, 2 second, the SpeedProgram ( ) button.
7. And then the wireless terminal goes to an idle state.
To set the wake-up time:
1. Press the Talk ( ) button, you receive dial tone.
2. Press and hold, 2 second, the SpeedProgram ( ) button.
3. Dial the Cancel Wake-up code (default= 42).
4. Press and hold, 2 second, the SpeedProgram ( ) button.
5. And then the wireless terminal goes to an idle state.
4.18 To Register a System Access Authorization Code (PIN)
For certain operations the host system may require you enter a System Access Authorization
code, or Personal Identification Number (PIN). These codes are used to prevent
unauthorized use of external system resources and to end Temporary COS. You must
create your PIN prior to attempting to activate Temporary COS or accessing restricted
facilities.
To create or modify your System PIN:
1. Press the Talk ( ) button, the dial tone will be heard.
2. Press and hold the SpeedProgram ( ) button for 2-second.
3. Dial the Auth. Code; select to Modify dial code (as needed, ask your System
Administrator for codes).
4. Press and hold the SpeedProgram ( ) button again for 2-second.
5. And then the wireless terminal goes to an idle state.
Note:
Depending on the host system, an Authorization code initially may be set as the station
number. Also, the number of digits may vary for different host systems (refer to the
System Administrator for more details).

GDC-480H Wireless Handset
User Guide
30
4.19 Responding to an Authorization (PIN) Request
In order to manage wireless terminals, the Attendant may request you to enter your PIN.
When the display message “PIN” appears, you must respond by entering your PIN
(Authorization code).
To enter your code:
1. Press the Talk ( ) button, the dial tone will be heard.
2. Enter your password with the dial pad.
3. Press and hold, 2 seconds, the SpeedProgram ( ) button.
4.20 System Voice Announcements
If the host system includes an integrated voice response system, your handset can play
various announcements as well as voice mail features. Announcements include the Date &
Time, Station Number and Status. The status prompt includes:
Station number XXXX
Listed message X
Wake-up time XXXX AM or PM
Do not disturb
Forwarded to station XXXX
Forwarded to speed binSTAHUNT XXX
Locked (temporary COS change)
COS X
To hear a prompt:
1. Press the Talk ( ) button, you receive dial tone.
2. Press and hold, 2 seconds, the SpeedProgram ( ) button.
3. Dial the Prompt code. See your System Administrator for codes.
4. Press and hold, 2 seconds, the SpeedProgram ( ) button.
5. And then the wireless terminal goes to an idle state.
4.21 Using System Voice Mail
Your host system may have one of several voice mail sub-systems including integrated or 3rd
party options. For details on your Voice Mail, contact your System Administrator.
4.22 User Program Codes
The host system permits user control of a number of features including Temporary COS,
Wake-up Alarm Clock, etc. You access the various controls through the User Program
(Pgm) feature using codes. The various codes and features vary between systems; your
System Administrator can provide you with available codes. The table below is an example
of User Pgm codes and their use.

GDC-480H Wireless Handset
User Guide
31
To access a User Program:
1. Press the Talk ( ) button, you receive dial tone.
2. Press and hold, 2 second, the SpeedProgram ( ) button.
3. Dial the User Pgm Code and any required entry. See your System Administrator for
codes.
4. Press and hold, 2 second, the SpeedProgram ( ) button.
5. And then the wireless terminal goes to an idle state.
Example of User Program Code Chart
User PGM Code Description Display Remark
14 & x
x=1 - 0 Call Coverage CALL COVERAGE MODE 1=On, 0=Off
DELAY RING CYCLE Dial 0-9
21 Temp COS ICM ONLY MODE
22 Restore COS
ENTER CURRENT
PASSWORD
23 COS Override
(Walking COS)
COS OVERRIDE CODE
(User Authorization Code)
31 & x (Msg
Type) Message Wait Retrieval
[1] ST: STATION MSG
[2] CL: CALLER ID MSG
[3] VS: SYSTEM VOICE MAIL
[4] VM: COMMERCIAL VOICE
MAIL
[5] US: UMS SERVER VM
[6] SMS MESSAGE
33 & System PIN Authorization code ENTER CURRENT
PASSWORD
Station No.
+ Auth Code
34 & x
x= 1 – 0 DID Call Wait DID WAIT 1=On, 0=Off
35 & x
x=1 - 0 Select Msg alert choice CHOICE EXESEC MSG 1=On, 0=Off
36 & x (type) Create and send or
resend message SMS SEND MODE Resend = 1
Edit = 2
37 & x
x=1 - 0
Register a mobile
phone REGISTER MOBILE-EXT 1=On, 0=Off
38 & mobile
number
Activate a mobile phone
registrations ACTIVATE MOBILE-EXT Tel number
Register the mobile
phone CLI 1=On, 0=Off
41 & time Set wake-up alarm time YOUR WAKEUP TIME
Hhmm,
24-hour
clock
42 Cancel Wake-up Alarm ERASED WAKEUP TIME
51 & Msg
number [xx] Set Pre-defined Msg.
MESSAGE DEACTIVATED
[00] USER CUSTOM MSG
[01] LUNCH RETURN TIME
[02] VACATION TIME
[03] OUT OF OFFICE TIME
[04] OUT OF OFFICE DATE
[05] OUT OF OFFICE
[06] CALL TO STATION
[07] IN OFFICE STATION
[08] IN A MEETING TIME

GDC-480H Wireless Handset
User Guide
32
User PGM Code Description Display Remark
[09] AT HOME
[10] AT BRANCH OFFICE
[11-20] UN-REGISTER MSG
52 Create a Station User
Message MESSAGE : 00
53 & Rm & Auth
Code Start a Conf Room DIAL NO (1-9) AND PASSWD
54 & Rm & Auth
Code Close a Conf Room DIAL NO (1-9) AND PASSWD
71 Set language for the
display Domestic English
72 Software Version SW VERSION COUNTRY
74 & Name User name creation NAME
2 digit for
each
character
75 Display IP address DISPLAY GATEWAY IP
ADDRESS
IP Address
displayed
wo dot
separator
77 Display MAC address DISPLAY GATEWAY
MAC ADDRESS MAC
4.23 Alarm message
The function of alarm message is an emergency message sent by the alarm server. The
features are a message display, 5 alarm tones+ no tone+ vibration, and the 9 volume level.
The latest10 messages are saved. It can be applied for the UCP system only
(UCP+WTIM48+GDC-600BE+GDC-480H)
To view the message in the list,
1. Press the message button.
2. Display the message lists.
3. Select the message list using navigation button.
4. Press the OK ( ) left soft button.
5. Display the message.
6. Press the Read left soft button.
7. Display the” Read message”.
8. Display the checked message list .
If the message is read in the list and selected again, then the message can be deleted. The
alarm message is emergency and can be displayed in the Idle or talk state. If the message is
received in the idle state, then the message will be displayed until it is read. In talk state, the
message will be displayed for 10 seconds only.
: Alarm message icon
When the message is sent from alarm server and the terminal receives it, the terminal will be displayed in the
screen.

GDC-480H Wireless Handset
User Guide
33
5 GDC-480H User Menu Features
GDC-480H incorporates a menu you employ to control various features and attributes of the
handset. The Appendix GDC-480H User Menu displays the Menu tree. The main sub-
menus are:
Call Register (Call Log)
Display
Sound
Phonebook
Bluetooth: Not available in GDC-480H
Phone Settings
Phone Register
Appointment
Direct Call
To display the User Menu, with the handset idle:
1. Press the Menu ( ) left soft button.
2. Use the Navigation ( ) button to highlight a selection.
3. Press the OK ( ) left soft button to access the sub-menu.
4. Press the Back ( ) right soft button to return to the previous menu.
The following sections provide details on each of these menu selections.
5.1 Call Register (Call Log)
The Call Register maintains a log of up to 100 calls to and from the handset including missed
calls. There are four selections in this sub-menu.
Missed Call logs incoming calls not answered by the handset.
Received Call logs incoming calls answered by the handset.
Dialed Call logs calls placed from the handset.
Delete Call deletes records in a log or all logs.
To select an item from the Call Register sub-menu:
1. Select the Call Register menu from the User Menu.
2. Use the Navigation ( ) button to highlight a selection.
3. Press the OK ( ) left soft button to access the sub-menu.
Options for each of the logs (Missed, Received and Dialed) include view details, save to the
Phonebook, return call and delete the record.
To access options for a log:
1. Select the Call Register menu from the User Menu.
2. Select the desired call log (Missed, Received or Dialed).
3. Press the Option ( ) left soft button to display the log Options.
4. Use the Navigation ( ) button to highlight a selection.
Details: shows caller id (number) and time of call.
Save to Phbk: stores the number as a record in the Phonebook, requires name
entry.

GDC-480H Wireless Handset
User Guide
34
Delete: deletes record.
Call: calls number.
5. Press the OK ( ) left soft button to access the sub-menu.
6. Press the End ( ) button.
Options under the delete selection allow you to delete all records in a specific call log or all
records in all the logs.
To delete records in a log or all logs:
1. Select the Call Register menu from the User Menu.
2. Select the Delete sub-menu.
3. Press the Option ( ) left soft button to display the log Options.
4. Use the Navigation ( ) button to highlight a selection.
Missed calls
Received calls
Dialed calls
All Calls
5. Press the OK ( ) left soft button to select the log.
6. Press the OK ( ) left soft button again to delete the records.
7. Press the End ( ) button.
5.2 Display
The Display allows the images, the backlight and dialed digit color to be adjusted. The
backlight can be adjusted to standard, always on, always off or sleep mode. In Sleep mode
the back-light is set to standard (back light turns OFF 20 seconds after the last button press)
and turns the phone OFF after one minute after the backlight. The dialing color can be set to
Yes, which varies the color of each digit, or No, which uses the same color for all digits
dialed.
Images : Support 3 images (Blank, Wallpaper1, and Wallpaper2)
Lighting Set : Able to set up the back light
Dialing Color : Able to set the color each digit
To adjust any of the Display characteristics:
1. Select the Menu to move to Display menu.
2. Use the Navigation ( ) button to highlight the Display selection.
3. Press the OK ( ) left soft button to access the sub-menu.
4. Use the left or right arrow of the Navigation ( ) button to select the display
characteristic.
Images
Lighting Set
Dialing color
5. Press the OK ( ) left soft button to store the setting.
6. For dialing color use the left or right arrow of the Navigation ( ) button to select
Yes ( ), left soft button, or No ( ), right soft button.
For back-lighting, use the Navigation ( ) button to select the desired option.
Standard, back light turns Off 20 seconds after last button press.
Always On, back light is always ON.

GDC-480H Wireless Handset
User Guide
35
Always Off, back light is always OFF.
Sleep Mode, back light turns OFF 20 seconds after last button press backlight
and handset turns OFF after 1 minute.
7. Press the OK ( ) left soft button to store the setting.
8. Press the End ( ) button.
Note:
To conserve battery charge, use the Standard or Sleep backlighting mode. At low battery
levels (less than two bars), the backlight turns OFF until the handset batteries are re
charged.
5.3 Sound
In the Sound sub-menu you can select the ring tone or melody for internal and external calls
as well as the ringer volume level. Also, the alerting mode can be set with the Ringing Mode
selection under this sub-menu. Under the Sound sub-menu are 4 selections:
Internal Ring: Select the ring type ( 9 kinds) and the volume level from 1 to 9.
External Ring: Select the ring type ( 9 kinds) and the volume level from 1 to 9.
Ringing Mode: Select the Ring mode type ( 4 kinds)
Silent In Charger: No sound and Flash LED when the handset is charging on
charger.
To set the internal or external ring options:
1. Select the Sound menu from the User Menu.
2. Press the OK ( ) left soft button.
3. Use the Navigation ( ) button to highlight a selection.
Internal Ring
External Ring
4. Press the OK ( ) left soft button to access the Internal and External Ring Options.
5. Use the Navigation ( ) button to highlight a selection.
Ringing Type
Volume
6. Press the OK ( ) left soft button to access the sub-menu.
For Ringing Type:
1. Use the left or right arrows on the Navigation ( ) button to select the ringing type.
2. Press the OK ( ) left soft button to confirm the selection.
3. Press the End ( ) button.
For Volume:
1. Use the left or right arrows on the Navigation ( ) button to select the ringing type.
2. Press the OK ( ) left soft button to confirm the selection.
3. Press the End ( ) button.

GDC-480H Wireless Handset
User Guide
36
In the Ringing Mode sub-menu you select the alerting mode of the handset. The mode can
be set to provide audible ring, vibrate combinations of ring and vibrate or visual (ring LED
flashes) only.
To set the Ringing Mode:
1. Select the Sound menu from the User Menu.
2. Use the Navigation ( ) button to highlight Ringing Mode.
3. Press the OK ( ) left soft button to access the sub-menu.
4. Use the left and right arrows on the Navigation ( ) button to select an option as
below.
By Ring audible ring and LED flashes
No Sound LED flashes only
By Vibrator handset vibrates and LED flashes, no audible ring
Ring and Vib audible ring, vibrate and LED flash simultaneously
Ring after Vib handset vibrates for 10 seconds then audible ring, LED flashes
5. Press the OK ( ) left soft button to confirm the selection.
6. Press the End ( ) button.
Note:
You can quickly set the Silent (Vibrate) alert mode with the *Silent Alert button ( ).
5.4 Phonebook
The GDC-480H incorporates a Phonebook that stores up to 100 contact records and each
record has a name and phone number. The name can be up to 14 digits in length
(characters and numbers). From the Phonebook, menu records can be searched, called,
added, modified or deleted.
When a call is received from a contact in the Phonebook, the name associated with the
number is displayed.
There are several methods to access the Phonebook menu based on the state of the phone,
idle or busy.
To access the Phonebook menu:
While idle—
1. Press the Names ( ) right soft button,
OR
1. Press the Down arrow on the Navigation button.
While in Talk mode—
1. Press the Options ( ) left soft button; this displays the Options menu.
2. Use the Navigation ( ) to highlight the Phonebook selection and press the OK
( ) left soft button.

GDC-480H Wireless Handset
User Guide
37
5.4.1 Dialing from Phonebook
Records in the Phonebook can be searched and a number can be dialed.
To dial a number form the Phonebook:
1. Access the Phonebook menu as described above.
2. Use the Navigation ( ) to highlight the Find selection and press the OK ( ) left
soft button; the “Enter Name” prompt is displayed.
Search the records:
1. Enter the first few characters of the name using the dial pad (refer to Appendix Dial
Pad Character Charts). As an example, press 5 twice for ‘k’ and 3 twice for ‘e’ to
search for Kenny.
2. Press the Find ( ) left soft button to display the matching record.
3. When the record is found, press the Call ( ) right soft button to dial the number.
Or
3. Press the Find ( ) left soft button to search all records.
4. Use the Up and Down arrows on the Navigation ( ) to highlight the desired
record.
5. When the record is found, press the Call ( ) right soft button to dial the number.
5.4.2 Adding Records to the Phonebook
To add a record to the Phonebook:
1. Access the Phonebook menu as described above.
2. Use the Navigation ( ) to highlight the Add Entry selection and press the OK
( ) left soft button.
3. Enter the each character of the name using the dial pad. Up to 14 characters
(including numbers) may be entered. See the charts in the Appendix Dial pad
Character Charts. If you enter the wrong character use the Delete ( ) right soft
button to delete a character. And press OK ( ) soft button.
4. Enter the phone number for the record using the dial pad and press the OK ( ) left
soft button.
5. Select whether or not to use the CO Access code (refer to Edit CO Code) and press
the OK ( ) left soft button. Selecting the CO Access Code will insert the access
code in front of the number during dialing. The CO Access codes are entered in the
Phone Settings menu discussed later in this guide.
6. “Enter Position” and record number are displayed.
- To save with displayed record number, press OK ( ) left soft button.
- To modify the record number, press Modify soft button and enter the record number, 1
~ 60, using the dial pad and press the OK ( ) left soft button. This will store the
number as the record entered.

GDC-480H Wireless Handset
User Guide
38
5.4.3 Modifying Records in the Phonebook
To modify a Phonebook record:
1. Access the Phonebook menu as described above.
2. Use the Navigation ( ) to highlight the Modify selection and press the OK ( )
left soft button.
Case 1:
3. Enter the first few characters of the name using the dial pad (See the charts in the
Appendix Dial pad Character Charts). As an example, press 5 twice for ‘k’ and 3
twice for ‘e’ to search for Kenny.
4. Press the Find ( ) left soft button to display the matching record.
5. When the record is found, press OK ( ) left soft button.
Case 2:
3. Press the Find ( ) left soft button to search all records
4. Use the Up and Down arrows on the Navigation ( ) to highlight the desired record.
5. When the record is found, press OK ( ) left soft button.
6. Modify the Name, telephone number, CO access code use and the record number as
detailed in the “Adding Records to the Phonebook” section.
7. After modifying the record, press the OK ( ) left soft button to store the
modifications.
5.4.4 Deleting records from the Phonebook
To delete a record from the Phonebook:
1. Access the Phonebook menu as described above.
2. Use the Navigation ( ) to highlight the Delete selection and press the OK ( )
left soft button.
3. Use the Navigation ( ) to highlight the {Delete One} selection and press the OK
( ) left soft button.
Case 1:
4. Enter the first few characters of the name using the dial pad (See the charts in the
Appendix Dial pad Character Charts). As an example, press 5 twice for ‘k’ and 3
twice for ‘e’ to search for Kenny.
5. Press the Find ( ) left soft button to display the matching record.
6. When the record is found, press Delete ( ) left soft button.
7. When “Delete One Phonebook?” is displayed, press Delete ( ) left soft button.
Case 2:
4. Press the Find ( ) left soft button to search all records
5. Use the Up and Down arrows on the Navigation ( ) to highlight the desired record.
6. When the record is found, press Delete ( ) left soft button.
7. When “Delete One Phonebook?” is displayed, press Delete ( ) left soft button.
To delete all record from the Phonebook:
1. Access the Phonebook menu as described above.
2. Use the Navigation ( ) to highlight the {Delete} selection and press the OK ( )
left soft button.

GDC-480H Wireless Handset
User Guide
39
3. Use the Navigation ( ) to highlight the {Delete All} selection and press the OK
( ) left soft button.
4. When “Delete Entire Phone Book?” is displayed, press OK ( ) left soft button.
5.4.5 Searching the Phonebook with Find
To search the Phonebook for a record:
1. Access the Phonebook menu as described above.
2. Use the Navigation ( ) to highlight the Find selection and press the OK ( ) left
soft button. This will display the Find Record menu below:
View
Modify
Delete
3. Search the Records by—
a. Enter the first few characters of the name using the dial pad. See the charts in
the Appendix Dial pad Character Charts. As an example, press 5 twice for ‘k’
and 3 twice for ‘e’ to search for kenny.
b. Press the Find ( ) left soft button to display matching records.
4. When the record is found, press the Call ( ) right soft button to dial the number.
Or,
4. Press the Find ( ) left soft button to search all records.
5. Use the Up and Down arrows on the Navigation ( ) to highlight the desired
record.
6. When the desired record is located, use the directions under “Modifying Records in
the Phonebook” or “Deleting Records from the Phonebook sections.
5.4.6 Phonebook UploadDownload with PC
To download the phonebook
Execute the Phonebook.exe and then see the display image below.
If you can’t execute it or display the strange message, then please install the file
included in the package.

GDC-480H Wireless Handset
User Guide
40
To explain each item in the phonebook upload and download menu.
• Open: Open port.
• Close: Close port.
• GDC-480H Connect: connect to the terminal with PC.
• PB of GDC-480H to PC: read the phonebook from the terminal.
• PB of PC to GDC-480H: write the phonebook to PC internal
• PB Save in PC: save the Phonebook in PC (save the file)
• PB File Search and Read: Read the file in PC
• PB File to GDC-480H: write the phonebook to the terminal.
• Clear: clear the display
• Quit: exit the phonebook updownload
To write the other terminal for the contents of current terminal phonebook by PC
1. Select the current terminal.
2. Select the port using “Selection Port” button, and display the “Com Port change: #”
in the display screen.
3. Select the “Open” button, and display the “Open Port: #” message in the display
screen.
4. Select the “GDC-480H Connect” button, and display the “Connected” message in
the display screen.
5. Select the “PB of GDC-480H to PC” button, and display the “…..” progress status in
the display screen.
After the upload is completed, display the “Upload Complete” message.
3. Select the other (new) terminal.
4. Select the “GDC-480H Connect” button and display the “Connected” message in the
display screen.
Port is already opened, and press the GDC-480H Connect button only.
3. Select the “PB of PC to GDC-480H”, and display the “…..” progress status in the
display screen.
After the download is completed, display the “Download Complete” message and
reboot the terminal.
• During the downloading PB, can’t receive the call.

GDC-480H Wireless Handset
User Guide
41
• If the PB is read from terminal and write it to the other one, should be clear
using “Clear” button.
otherwise, accumulate the PB contents and write the PB to other terminal.
• If the port number is larger than 10, then please change it between 1 and 10.
To read the PB contents of terminal and store it in PC
1. Select the current terminal.
2. Select the port using “Selection Port” button. and display the “Com Port change: #”
in the display screen.
3. Select the “Open” button, and display the “Open Port: #” message in the display
screen.
4. Select the “GDC-480H Connect” button, and display the “Connected” message in
the display screen.
5. Select the “PB of GDC-480H to PC” button, and display the “…..” progress status in
the display screen.
After the upload is completed, display the “Upload Complete” message.
6. Select the “PB Save in PC” button.
7. Select the file name or write it, and save the file. (*.csv)
After PB is saved in PC, display the “PB save complete” message.
To write the terminal for the contents of the file
1. Select the PB file Search and Read and the file and display the “....” progress
message in the display screen.
After the file upload is completed, display the “PB Read Complete” message in the
display screen.
2. Select the terminal.
3. Select the port using “Selection Port” button.
4. and display the “Com Port change: #” in the display screen.
5. Select the “Open” button, and display the “Open Port: #” message in the display
screen.
6. Select the “GDC-480H Connect” button, and display the “Connected” message in
the display screen.
7. Select the PB file to GDC-480H button, and display the “…..” progress status in the
display screen.
After the download is completed, display the “Download Complete” message and
reboot the terminal.
To display the contents of the file.
(1) (2) (3) (4) (5) (1) (2) (3) (4) (5)
00,01,Gildong Hong,3354343334,0
01,00,Intaek Lim,12345567889,0
02,02,Xxxx Xxx,4947837373,0
[View Excel File (.CSV)] [View Text CSV file]

GDC-480H Wireless Handset
User Guide
42
(1) Index: 0 ~ 99
(2) PB Index: Stored phonebook index
(3) Name
(4) Tel number
(5) Cocode: CO Access code use or not in phonebook.
To edit the contents of the file.
1. There is a limit in each item
(0 <=Index <=99, 0<=PB index <=99, name <=14 bytes(include space),
Number<=24 digits, Cocode: 0 or 1)
2. If you use the excel application for edition, you should store the content with the text
format. Otherwise, phonebook can’t be read or can be stored abnormally.
3. If you use the text application for edition, you should store the text with the enter in the
last items.
4. Blank should not be included in the number item. (Can’t call the number)
5.5 Bluetooth only for GDC-
GDC- supports a Bluetooth allowing you to use a wireless headset. So you can move freely
around the Handset and maintain a conversation. Before using the headset, the headset
must be “paired” with the Handset, and then the headset must be enabled for use.
Note:
During the pairing operation, the headset and Handset should be as close as
possible but not more than 1 meter apart.
Before searching a headset, the Bluetooth of GDC- must be activated by following the below
operation since the default is not activated.
1. Select the Bluetooth menu from the User Menu.
2. Use the Navigation ( ) button to highlight the Bluetooth selection.
3. Press the OK ( ) left soft button to access the sub-menu.
Index
error
PB Index
error
Name
error
Number
error
Cocode
error
Excel
Application
(Text format)
00,01,Gildong Hong,3354343334,0
01,00,Intaek Lim,12345567889,0
02,02,Xxxx Xxx,4947837373,0
Text Application
(Notepad)

GDC-480H Wireless Handset
User Guide
43
4. Use the Up or Down arrow of the Navigation ( ) button to select the Activation.
5. Use the Left or Light arrow of the Navigation ( ) button to select Yes.
6. Press the OK ( ) left soft button to activate the Bluetooth of GDC-.
To pair the wireless headset to the Handset:
1. Select the Bluetooth menu from the User Menu.
2. Use the Navigation ( ) button to highlight the Bluetooth selection.
3. Press the OK ( ) left soft button to access the sub-menu.
4. Use the Up or Down arrow of the Navigation ( ) button to select Device Scanning.
5. Press the OK ( ) left soft button to search the available headset. The message
‘Not Found” is displayed if it failed.
6. The available headsets are displayed and select one. Press the OK ( ) left soft
button to connect the headset.
7. The ‘Paring done’ message is displayed if it is successful.
To show the status of the headset, delete it, and connect it again:
1. Select the Bluetooth menu from the User Menu.
2. Use the Navigation ( ) button to highlight the Bluetooth selection.
3. Press the OK ( ) left soft button to access the sub-menu.
4. Use the Up or Down arrow of the Navigation ( ) button to select Paired Device.
5. Press the Option ( ) left soft button to set up the below items.
View : Show information of the headset such as Name and Mac address
Delete : Delete the open list
Connection : connect the headset
6. After finishing the above option, press the End ( ) button.
Note:
GDC- supports Bluetooth version 2.1 EDR.
Depending on the wireless environment or property of paired headset, the paired headset
may not be connected automatically. In this case, please try to manually connect.
Response time about the button action of paired headset is depending on the property of
paired headset.
5.6 Phone Settings
Under the Phone Settings menu are various sub-menus associated with characteristics of
the handset. In total there are 14 items under Phone settings as below.
Clock
Alarm clock
Keypad Tones
Language
Silent Mode
Keypad Lock
SW Version
Edit CO Code
Missed Call Mode
Range Out beep
Clock Display

GDC-480H Wireless Handset
User Guide
44
Auto Answer Mode
Auto Release Mode
Emergency Call
To select an item from the Phone Settings sub-menu:
1. Select the Phone Settings menu from the User Menu.
2. Use the Navigation ( ) button to highlight a selection.
3. Press the OK ( ) left soft button to access the sub-menu.
5.6.1 Clock, Date and Time display
When a host system does not provide the handset with the date and time, the handset clock
display can be enabled and the date and time set. The display is enabled as outlined in the
Clock Display menu section later in this guide.
To set the date and time,
1. Select the Phone Settings menu from the User Menu.
2. Use the Navigation ( ) button to highlight the Clock selection.
3. Press the OK ( ) left soft button to access the sub-menu.
4. Use the dial pad to enter the date as ddmmyy.
5. Press the OK ( ) left soft button to accept the date.
6. Enter the time of day as xx:xx in a 24 hour format.
7. Press the OK ( ) left soft button to accept the time.
Note:
If you set and enable the clock display and the host system provides time and date, when
you press the Talk ( ) button before dialing, the display will change to the system
time and date. The Clock Display must be enabled to display the handset time.
5.6.2 Alarm Clock
The GDC-480H incorporates an Alarm Clock feature. When the handset clock reaches the
alarm time, you are notified by the alarm.
To set the Alarm Clock:
1. Select the Phone Settings menu from the User Menu.
2. Use the Navigation ( ) button to highlight the Alarm Clock selection.
3. Press the OK ( ) left soft button to access the sub-menu.
4. Use the left or right arrow of the Navigation ( ) button to set or cancel the alarm.
5. If you wish to set the Alarm, enter the time of day as hh:mm in a 24 hour format.
6. Press the OK ( ) left soft button to accept the time.
7. Press the End ( ) button.

GDC-480H Wireless Handset
User Guide
45
Note:
The Alarm Clock employs the handset clock to determine the time. Assure the handset
clock is set properly when using this feature. It is not required to display the handset time
but, it must be set properly for the Alarm clock to work as expected. The Alarm clock will
remain set and repeat on a daily basis (or cancel, as needed).
5.6.3 Keypad Tones
When a button on the handset is pressed a “keypad tone” is generated. This tone can be
enabled or disabled through the Keypad tone selection under the Phone Setting menu.
To enable or disable the Keypad tone:
1. Select the Phone Settings menu from the User Menu.
2. Use the Navigation ( ) button to highlight the Keypad Tone selection.
3. Press the OK ( ) left soft button to access the sub-menu.
4. Use the left or right arrow of the Navigation ( ) button to select Yes or No.
5. Press the OK ( ) left soft button to store the setting.
6. Press the End ( ) button.
5.6.4 Language
The GDC-480H supports multiple languages; you can select one of 7 languages for use in
the display of handset messages.
To select a language:
1. Select the Phone Settings menu from the User Menu.
2. Use the Navigation ( ) button to highlight the Language selection.
3. Press the OK ( ) left soft button to access the sub-menu.
4. Use the left or right arrow of the Navigation ( ) button to select a language:
English
Italian
Spanish
Russian
Swedish
Turkey
Deutsch
5. Press the OK ( ) left soft button to store the language selection.
6. Press the End ( ) button.
Note:
The selected language is used only for handset messages; messages sent to the
handset by the host system are displayed in the system language.
5.6.5 Silent Mode
You can set your phone for Silent Alerting; the display and vibration will alert you of an
incoming call. Silent alert can be set in several ways from the Sound menu, using the *Silent
Alert ( ) button or the Silent Mode menu.

GDC-480H Wireless Handset
User Guide
46
To use the Silent mode menu to set Silent Alert:
1. Select the Phone Setting menu from the User Menu.
2. Use the Navigation ( ) button to highlight the Silent Mode selection.
3. Press the OK ( ) left soft button to access the sub-menu.
4. Use the Yes ( ) or No ( ) left or right soft button to adjust the Silent Alert
setting.
5. Press the OK ( ) left soft button to store the alert mode.
6. Press the End ( ) button.
5.6.6 Keypad Lock
When the handset is carried in a pocket or purse, buttons may be accidentally activated
causing unexpected behavior. Such accidental button presses may be circumvented by
locking the handset keypad. The keypad can be locked using the #Lock ( ) button or
using the Phone Settings menu.
To use the Phone Settings menu to lock the handset buttons:
1. Select the Phone Setting menu from the User Menu.
2. Use the Navigation ( ) button to highlight the Keypad Lock selection.
3. Press the OK ( ) left soft button to access the sub-menu.
4. Use the Yes ( ) or No ( ) left or right soft button to adjust the lock or unlock the
handset buttons.
5. Press the OK ( ) left soft button to store the selection.
6. Press the End ( ) button.
Note:
When locked, the display will show “Keypad locked”. While locked the only allowable
operation is unlock. All other buttons are ignored if pressed, and calls cannot be placed.
5.6.7 SW Version
For maintenance purposes you can request the GDC-480H display the handset software
version.
To display the current software version of the handset:
1. Select the Phone Setting menu from the User Menu.
2. Use the Navigation ( ) button to highlight the SW Version.
3. Press the OK ( ) left soft button to access the sub-menu. The SW version
displays.
4. Press the End ( ) button.
5.6.8 Edit CO Code
The GDC-480H can subscribe to four (4) DECT zones simultaneously. Each zone may have
access to a different set of external lines with different codes. The code is used to place
calls from the handset Phonebook as well as for incoming call look-up in the Phonebook. If

GDC-480H Wireless Handset
User Guide
47
desired, you can assign a CO access code the handset will send and receive in front of a
Phonebook number for each separate zone. For proper operation of the Phonebook, your
general CO line code should be used (ex., ‘9’ or ‘0’). Each of the four CO access codes is
assigned to each of the subscribed systems; CO Code 1 is for Base (zone) 1, CO Code 2 is
for Base (zone) 2, etc. If a code is not entered, it must be entered as the first digit(s) of the
telephone number in the Phonebook.
To assign a CO Code:
1. Select the Phone Settings menu from the User Menu.
2. Use the Navigation ( ) button to highlight the CO Code selection.
3. Press the OK ( ) left soft button to access the sub-menu.
4. Use the left or right arrow of the Navigation ( ) button to select the code.
Code 1 – code for Zone 1
Code 2 – code for Zone 2
Code 3 – code for Zone 4
Code 4 – code for Zone 4
5. Press the OK ( ) left soft button to select the code number.
6. Use the dial pad to enter a CO access code (may be provided by System
Administrator).
7. Press the OK ( ) left soft button to store the setting.
8. Press the End ( ) button.
5.6.9 Missed Call Mode
The missed call log is maintained by the handset. In cases where the host system alerts
multiple phones including your wireless handset and another phone answers, the handset
registers a missed call. This may lead to a near constant display of “xx missed calls”. You
can enable or disable the display of this missed call message.
To enable or disable the missed call message;
1. Select the Phone Settings menu from the User Menu.
2. Use the Navigation ( ) button to highlight the Missed Call selection.
3. Press the OK ( ) left soft button to access the sub-menu.
4. Use the left or right arrow of the Navigation ( ) button to select Yes or No.
5. Press the OK ( ) left soft button to accept the date.
6. Press the End ( ) button.
5.6.10 Range Out Beep
When out-of-range for more than 30 seconds, the phone will beep every 3 seconds. If you
expect to be Out-Of-Range for an extended period you should turn the handset power OFF.
If, for example, you leave the office with the handset on, the Out-Of-Range beep alerts you
to turn the handset power OFF.
To disable the Out-Of-Range beep:
1. Select the Phone Setting menu from the User Menu.

GDC-480H Wireless Handset
User Guide
48
2. Use the Navigation ( ) button to highlight the Range Out beep selection.
3. Press the OK ( ) left soft button to access the sub-menu.
4. Use the left or right arrow of the Navigation ( ) button to select Yes or No.
5. Press the OK ( ) left soft button to accept the selection.
6. Press the End ( ) button.
5.6.11 Clock Display
When a host system does not provide the handset with the date and time, the handset clock
display can be enabled and the date and time set. The display can be enabled as outlined
below and the time and date are set as outline in the Clock, Date and Time Display section
earlier in this guide.
To enable or disable use of the handset date and time:
1. Select the Phone Settings menu from the User Menu.
2. Use the Navigation ( ) button to highlight the Clock Display selection.
3. Press the OK ( ) left soft button to access the sub-menu.
4. Use the left or right arrow of the Navigation ( ) button to select Yes or No.
5. Press the OK ( ) left soft button to accept the date.
6. Press the End ( ) button.
Note:
If you set and enable the clock display and the host system provides time and date, when
you press the Talk ( ) button before dialing, the display will change to the system
time and date. The handset date and time must be adjusted as outlined in the Clock,
Date and Time Display Section.
After changing the Clock Display, you must press the Talk ( ) and End ( )
buttons to activate the display.
5.6.12 Auto Answer Mode
You can select your phone to activatedeactivate Auto answer mode when lifting your phone
from the charger after incoming call alerting.
To enable or disable use of the handset auto answer:
1. Select the Phone Setting menu from the User Menu.
2. Use the Navigation ( ) button to highlight the Auto Answer Mode selection.
3. Press the OK ( ) left soft button to access the sub-menu.
4. Use the left or right arrow of the Navigation ( ) button to select Yes or No.
5. Press the OK ( ) left soft button to accept it.
6. Press the End ( ) button.

GDC-480H Wireless Handset
User Guide
49
5.6.13 Auto Release Mode
The Auto Release Mode allows you to disconnect a call automatically during a conversation
by putting the handset into charger. The default is ON.
To enable or disable Auto Release Mode:
1. Select the Phone Settings menu from the User Menu.
2. Use the Navigation ( ) button to highlight the Auto Release Mode selection.
3. Press the OK ( ) left soft button to access the sub-menu.
4. Use the left or right arrow of the Navigation ( ) button to select Yes or No.
5. Press the OK ( ) left soft button to accept it.
6. Press the End ( ) button.
5.6.14 Emergency Call
In emergency situations you can connect the designation number by pressing Emergency
button at the upper side of handset. The change of the designation number is available and
the default is Off.
To enable or disable Emergency call:
1. Select the Phone Settings menu from the User Menu.
2. Use the Navigation ( ) button to highlight the Emergency Call selection.
3. Press the OK ( ) left soft button to access the sub-menu.
4. Use the left or right arrow of the Navigation ( ) button to select Yes or No.
5. Press the OK ( ) left soft button to accept it.
6. Press the End ( ) button.
5.6.15 Block Dialed Call
From the User Menu, select the Phone Register menu.
1. Use the Navigation ( ) button to highlight a selection.
2. Press the OK ( ) left soft button; PIN request will display.
3. Use the dial pad to enter your PIN.
4. Use the left or right arrow of the Navigation ( ) button to select Yes or No.
5. Press the OK ( ) left soft button to accept it.
6. Press the End ( ) button.
5.7 Phone Register
To register a new wireless terminal to your base or to register a wireless terminal again after
base reset (refer to the Section Reset).
1. Press the Menu ( ) button to display the User menu.
2. From the User Menu use the Navigation ( ) button to highlight Phone Register.
3. Press the OK ( ) left soft button. This displays the Phone Register menu.
Subscription
Base Choice
Modify PIN

GDC-480H Wireless Handset
User Guide
50
Base ID
Reset
4. From the Phone Register menu select “Subscription” using the up and down arrows of
the Navigation ( ) button and press the OK ( ) button.
5. Select an available BASE station number and press OK ( ) button. The GDC-480H
searches for the system, displaying and “Searching..x”. When a system is found, the
corresponding Radio Fixed Part Identification (RFPI) is displayed (verify the RFPI with
the System Administrator or Attendant).
5.7.1 Subscription
In order to obtain services from a base station or zone, the handset must establish a
subscription with the zone. The handset may subscribe to four (4) base stations or zones
simultaneously. When subscribing to the system you will need the RFPI and Authorization
code, which may be available from your System Administrator. Also, before starting the
subscription process make sure you are in range of the desired zone and the Received
Signal Strength Indicator (RSSI) indicator is steady, showing at least 2 bars.
To subscribe to a system, from the GDC-480H:
1. Verify that press the Menu ( ) button to display the menu.
2. From the menu, use the Navigation ( ) button to highlight Phone Register.
3. Press the OK ( ) left soft button to display the Phone Register menu.
4. Select “Subscription” using the up and down arrows of the Navigation ( ) button
and press the OK ( ) button.
5. Select an available BASE number (up to 4) and press the OK ( ) button; the GDC-
480H searches for the system and displays “Searching..x”. When a system is found,
its RFPI is displayed (verify with your System Administrator, or the Attendant).
6. Press the OK ( ) button to subscribe to the system (RFPI shown). Press No ( )
button to continue searching.
7. Enter the Authorization code (available from the System Administrator, as needed).
8. Press the OK ( ) button; confirmation tone will be heard is received at the GDC-
480H and the Attendant’s LCD will display “Subscription Done”.
9. Press the End ( ) button.
If the subscription fails, repeat above Steps 3 - 6 from the Attendant Station, and Steps 1 - 8
from the GDC-480H.
Note
According to the system or radio channel environment, the system or the wireless terminal
periodically may not recognize that the system has the subscribed wireless terminal or the
wireless terminal is subscribed to the system. Once a user has performed the subscription
procedure, try to make a call first. Then, if a user can’t make a call, try to subscribe the
wireless terminal again after verifying the terminal is unsubscribed (described in the following
chapter). It is recommended all other DECT systems be disabled while performing the
Subscription procedure.

GDC-480H Wireless Handset
User Guide
51
5.7.2 Base Choice
While the handset may subscribe to four zones simultaneously, the handset can only be
active in one. You may select the active Base station to control the zone in use. If not
already registered to the base, you can subscribe for services from the zone.
To change the active zone:
1. From the User Menu, select the Phone Register menu.
2. Select Base Choice from the Phone register menu.
3. Use the up down arrows on the Navigation ( ) button to select a Base (1 ~ 4) or
Best Choice.
4. Press the OK ( ) left soft button. This handset searches for the selected zone and
displays “Searching x”; when located, the idle mode display is shown and services are
available.
5. Once the base is found, it is an active base.
5.7.3 Modify PIN
The Handset PIN (Authorization code) can be changed (default=0000).
To change the HS PIN:
1. From the User Menu, select the Phone Register menu.
2. Select Modify PIN from the Phone register menu.
3. Press the OK ( ) left soft button.
4. Use the dial pad to input the current HS PIN.
5. Press the OK ( ) left soft button.
6. Use the dial pad to input the new HS PIN.
7. Press the OK ( ) left soft button.
8. Use the dial pad to input the new HS PIN again, and press the OK ( ) left soft
button.
9. Press the End ( ) button.
5.7.4 Base ID
For information purposes, the handset can display the active zone.
To display the active zone:
1. From the User Menu, select the Phone Register menu.
2. Select Base ID from the Phone register menu, the active zone is displayed.
3. Press the End ( ) button.
5.7.5 Reset
With the Reset sub-menu you can clear the Phonebook, Phone Settings or the handset
settings. Selecting Handset Setting clears the Phonebook, Phone Settings, Call Logs, Direct
Call number and all active subscriptions.

GDC-480H Wireless Handset
User Guide
52
To use the Reset sub-menu:
1. From the User Menu, select the Phone Register menu.
2. Select Reset from the Phone register menu. The Reset sub-menu is displayed.
Phonebook – clears the Phonebook and Direct Call number.
Settings (Phone Settings) – returns Phone Settings and Handset PIN to default
values.
Handset – clears the Phonebook, call logs, active subscriptions and the Direct
Call number and resets the Phone Settings.
3. Use the Navigation ( ) button to highlight a selection.
4. Press the OK ( ) left soft button; PIN request will display.
5. Use the dial pad to enter your PIN.
6. Press the OK ( ) left soft button; the selected reset is implemented.
7. Press the End ( ) button.
5.8 Appointment
Your GDC-480H Wireless handset has an Appointment Reminder feature. When set, the
handset will remind you of an Appointment with a display of the appointment text and an
appointment alert (alarm sound) or vibration alert (if in silent mode). In addition to the time,
you can enter the appointment text and set the appointment as daily, monthly or annual.
To set an appointment reminder:
1. Select the Appointment menu from the User Menu.
2. Press the Set ( ) left soft button, the Interval menu appears.
Daily
Monthly
Annual
3. Use the Navigation ( ) button to highlight a selection.
4. Press the OK ( ) left soft button to access the sub-menu.
5. Use the dial pad to enter.
For daily, enter the time of day as hh:mm in a 24 hour format.
For monthly enter the day and time as DD:hh:mm with 2 digits for the day.
For annual, enter the day, month, and time as DD:MM:hh:mm with 2 digits for the
month.
6. Press the OK ( ) left soft button to store the appointment.
7. If desired use the dial pad and Character Chart in the Appendix to enter a 12-
character reminder message.
8. Press the OK ( ) left soft button to store the appointment.
9. Enable or disable the appointment with the Enable or Disable ( ) or ( ) left or
right soft button.
10. Press the End ( ) button.
Once an appointment is set, you can modify the time. When you select the Appointment
menu, you can select from the sub-menu to view, modify or delete the appointment.
To view, modify or delete an appointment:
1. Select the Appointment menu from the User Menu.
2. Use the Navigation ( ) button to highlight a selection.
Modify Date

GDC-480H Wireless Handset
User Guide
53
Modify time
Delete
View Text
3. Press the OK ( ) left soft button to access the sub-menu.
4. Use the dial pad to enter the date or time.
5. Press the OK ( ) left soft button to store new date and time.
6. Press the End ( ) button.
5.9 Direct Call
The GDC-480H can be configured to dial a specific number when any button on the handset
is pushed. The Direct Call or Hotline number can be enabled and the number to call
specified. The direct call (emergency) number is transmitted on input from any key. This
feature may be used in cases where the User is not able to effectively dial a phone number,
and would need direct access for assistance from the Attendant or another party.
To enable Direct Call and input a number,
1. From the User Menu use the Navigation ( ) button to highlight Direct Call.
2. Press the OK ( ) left soft button.
3. Use the Navigation ( ) button to select Yes or No and press the OK ( ) button.
4. If you select Yes, enter the Direct Call number and press the OK ( ) button.

GDC-480H Wireless Handset
User Guide
54
6 Troubleshooting
Problem Possible Cause Solution
LCD is blank No power
Assure batteries are properly installed and
charged. Press and hold the EndPower
button for 1 second.
“NO CHANNEL” displayed
when TALK button
pressed
All DECT channels
are in use. Wait until a channel is available.
Low or high audio volume Volume needs
adjusting
While connected to a call, press Up or
Down arrow on the Navigation button.
Low or high ringer volume Volume needs
adjusting
Adjust Ringer volume level; refer to Sound
Section.
“UNREGISTERED”
displayed
in the LCD
No active
subscription
Subscribe the handset, refer to subscribing
GDC-480H to a System.
Low battery icon ( ) is
flashing on LCD with
warning tone
Battery level is low Recharge the battery.
Power-OFF right after
power-ON
Battery level is
below operational
state.
Recharge the battery.
Tone is low or high when
pressing a digit
Insufficient RF from
base station, no RF-
lock to base station.
Move to obtain higher RSSI; wait for RF-
lock to base station.
Keypad tones are
disabled or tones
volume needs
adjusting.
Use Up and down arrow on Navigation
button to adjust volume. Check Keypad
Tones are enableddisabled in the User
Menu.
Unexpected call
disconnect or call failure
Poor RF
environment.
RF can change over time, move to obtain
higher RSSI.
Battery duration is less
than specified
Batteries failing
andor poor battery
charging habits
Charge batteries and keep handset in
cradle when not in use; refer to Installing the
Batteries Section.
Subscription fails
Interference from
other DECT system.
Too far from Base
station, no available
channel or wrong
Base station (RFPI)
or Auth code
selected.
Turn other DECT systems Off.
Assure handset is in range of base station.
Assure RFPI and AC are correct.
Wait for an available wireless channel.
When pressing TALK
button, the Phone icon
( ) blinks several times
and disappears
Subscription error Terminate the subscription and re-
subscribe.
When pressing TALK
button, nothing happens Out-of-range Assure the handset is locked to a Base
station and RSSI is at least two (2) bars.

GDC-480H Wireless Handset
User Guide
55
7 Specifications
Standard DECTGAP
Frequency band 1920~1930MHz
RF Modulation GSFK
Range from Base Station to Handset Maximum=200 meters, Typical=70 meters
GDC-480H Wireless DECT Handset
Item Specification
Size: 157mm x52.6mm x 19mm (HxWxD)
Weight: 136 grams
Color: Dark
Maximum power: 250 mW
Battery Life:
Talking Mode—
Standby Mode—
Charge Time—
Type—
12 hours
80 hours
9 hours
DC 3.7V1150mAh (Li-ion)
Programmable Ring
Type:
Internal, External ring: each 9 kind
Display feature:
Icon—
Type—
10
LCD, 65K color TFT
Dialing mode: DTMF
Phonebook: 60 Names & numbers
Speed dial numbers: Local: Phonebook: 60 numbers
System: Refer to System manuals
Re-dial numbers: Local: Last 10 numbers
Operating temperature: 0 ~ +40C
GDC-480H Charger-Base
Item Specification
Size 80mm × 80mm × 65mm( L×W×D)
Weight: 80 grams
Color: Dark gray
Mounting: Desk mount
Charging port: 1
Operating temperature: 0 ~ +40C
Input power: From Output Power Adaptor
ACDC Adaptor
AC 100V~240V 5060Hz 0.2A input
DC 5.1V 700mA 3.57VA output
Charging current: Nominal 300mA
Indication: RedGreen color LED

GDC-480H Wireless Handset
User Guide
56
8 Dial pad Character Charts
The integrated GDC-480H Phonebook permits names to be associated with a Phonebook
record. The following charts provide the correlation between the dial pad digits and
characters. Charts are available for English, Italian, Spanish and Russian. To insert a
character, each dial pad button is pressed one or more times to select the desired character.
English Language Character Chart
Dial Pad
button Button depressions
1 2 3 4 5 6 7 8 9 10
1 @ : < > ( ) 1
2 a b c 2 A B C
3 d e f 3 D E F
4 g h i 4 G H I
5 j k l 5 J K L
6 m n o 6 M N O
7 p q r s 7 P Q R S
8 t u v 8 T U V
9 w x y Z 9 W X Y Z
0 & $ . , ? ! % 0
* * _
# # + -
Italian Language Character Chart
Dial Pad
button Button depressions
1 2 3 4 5 6 7 8 9 10
1 @ : < > ( ) 1
2 a b c 2 A B C á
3 d e f 3 D E F è
4 g h i 4 G H I ì
5 j k l 5 J K L
6 m n o 6 M N O ò
7 p q r s 7 P Q R S
8 t u v 8 T U V ù
9 w x y Z 9 W X Y Z
0 _ . , ? ! % 0
* * € $
# # & + -

GDC-480H Wireless Handset
User Guide
57
Spanish Language Character Chart
Dial Pad
button Button depressions
1 2 3 4 5 6 7 8 9 10
1 @ : < > ( ) 1
2 a b c 2 A B C á à
3 d e f 3 D E F é è
4 g h i 4 G H I í ì
5 j k l 5 J K L Ç
6 m n o 6 M N O ñ ó ò
7 p q r s 7 P Q R S
8 t u v 8 T U V ú ù
9 w x y Z 9 W X Y Z
0 . , ? ! % 0
* _ * € $
# # & + -
Russian Language Character Chart
Dial Pad
button Button depressions
1 2 3 4 5 6 7 8 9 10
1 @ : < > ( ) 1
2 α σ в г Α Б В Г
3 д е ё ж з Д Е Ё Ж З
4 и й к л И Й К Л
5 м н о п М Н О П
6 р с т у Р С Т У
7 ф х ц ч Ф Х Ц Ч
8 ш щ ъ ы Ш Щ Ъ Ы
9 ь э ю Ь Э Ю Я
0 & $ . , ? ! % 0
* * _
# # + -

GDC-480H Wireless Handset
User Guide
58
9 GDC-480H User Menu

GDC-480H Wireless Handset
User Guide
59

GDC-480H Wireless Handset
User Guide
60