HP Using Proactive Alerts In Web Jetadmin ENWW With C01840718
User Manual: HP HP Web Jetadmin - Using Proactive Alerts with HP Web Jetadmin
Open the PDF directly: View PDF
.
Page Count: 27
- Overview
- Traps, polling, and events
- Alert subscription types
- Adjusting polling rates
- Navigating alerts features
- Subscriptions
- Alerts templates
- Use alerts history
- Alerts email notification
- SNMP trap generator
- Alert logging
- Use alerts to generate helpdesk tickets
- Advanced alerts details
- Troubleshooting
- Summary
- Appendix A—SNMPTargetParamsTable
- Appendix B—Supported alert types by device model

USING PROACTIVE ALERTS
with HP Web Jetadmin
CONTENTS
Overview ................................................................................................................................ 3
Traps, polling, and events ......................................................................................................... 3
Traps ................................................................................................................................... 3
Polling ................................................................................................................................. 3
Events .................................................................................................................................. 4
Alert subscription types ............................................................................................................. 4
General subscription type ...................................................................................................... 4
Supplies subscription type ...................................................................................................... 6
Critical subscription type ........................................................................................................ 7
Adjusting polling rates .............................................................................................................. 7
General/critical alert poller .................................................................................................... 7
Supplies alerts adaptive poller ................................................................................................ 8
Navigating alerts features ......................................................................................................... 9
Alerts in the navigation tree .................................................................................................... 9
Alerts tab ............................................................................................................................. 9
Subscriptions ......................................................................................................................... 10
Subscribe to alerts ............................................................................................................... 10
SNMPv1/v2c Trap table full condition ................................................................................... 12
SNMPv3 trap table is already registered with another client .................................................... 12
Find the registered client with an SNMPv3 browser ................................................................. 12
Single vs. multiple device subscriptions .................................................................................. 13
Edit and view alerts subscriptions .......................................................................................... 14
Alerts templates ...................................................................................................................... 14
Create and edit alerts templates ............................................................................................ 14
Apply alerts templates ......................................................................................................... 15
Linked vs. unlinked subscriptions ........................................................................................... 15
Alerts templates in groups policies ........................................................................................ 15
Use alerts history .................................................................................................................... 15
Alerts email notification ........................................................................................................... 16
Global email settings ........................................................................................................... 16
Alerts message format ......................................................................................................... 16
Custom email template ......................................................................................................... 17
SNMP trap generator ............................................................................................................. 17
Alert logging .......................................................................................................................... 19
Use alerts to generate helpdesk tickets ...................................................................................... 20
Advanced alerts details ........................................................................................................... 20
Other application settings .................................................................................................... 20
Troubleshooting ...................................................................................................................... 21
Summary ............................................................................................................................... 21
Appendix A—SNMPTargetParamsTable ................................................................................... 22
2
Appendix B—Supported alert types by device model.................................................................. 23
3
OVERVIEW
HP Web Jetadmin has the ability to send email messages, or alerts, whenever events occur on
printing devices. For example, error or warning conditions on devices—such as paper out or toner
low—can trigger HP Web Jetadmin to send email messages that contain detailed information
pertaining to the condition, allowing the recipient to act on that condition immediately.
The advantage of alerts is that administrators can receive proactive, real-time warnings via email for
events that occur on networked devices. Receiving early notification of events allows administrators to
correct the problems before they impact end-user productivity, saving time for both the administrator
and the end user.
Helpdesks might use alerts to proactively troubleshoot issues with devices before end users detect
them. Individuals who are responsible for ordering consumables, such as toner cartridges, might
enable toner low alerts so they can be warned of toner low conditions in order to proactively order
toner before it runs out.
TRAPS, POLLING, AND EVENTS
After a printer is enabled to send alerts in HP Web Jetadmin, there are three different mechanisms by
which HP Web Jetadmin can be informed that a condition exists on the device:
• Traps—HP Web Jetadmin listens for real-time device traps that warn of conditions.
• Polling—HP Web Jetadmin periodically polls a device for status or remaining supplies levels.
• Eventing – HP Web Jetadmin listens for real-time web services tickets that warn of conditions.
Traps
Traps are UDP packets that devices send when a warning or error condition occurs on the printer.
One advantage of traps is that they provide real-time alert messages, meaning an alert message is
sent instantly after an event occurs on a printer. They also minimize network traffic because they only
create network traffic as events occur on the printer.
When subscribing to events that support traps, alerts are configured on a device by adding the IP
address of the machine running HP Web Jetadmin to the device’s SNMP Trap Destination List in
addition to a unique port number. The default port number is 27892 (rather than using the
HP Jetdirect default of 162). When an event occurs on the device, it now knows exactly where to
send the trap. HP Web Jetadmin checks devices that have active subscriptions every day to ensure the
trap table is still populated with the HP Web Jetadmin IP address. If the IP address has been removed,
HP Web Jetadmin replaces it to ensure the alerts can still trigger.
When HP Web Jetadmin receives a trap, it takes the information received in the trap and sends
additional SNMP status queries to the device to gather more information. If the status condition of the
printer matches any of the configured alerts for the printer, the alert is delivered to the desired
notification type.
Polling
In the case of polling, SNMP status queries or remaining supplies level queries are sent to the printer
at user-defined intervals. If the status condition of the printer matches any of the configured alerts for
the printer or the remaining supply levels drop below the defined threshold, the alert is delivered to
the desired notification type.

4
Events
Alerts/events from newer devices are processed using Web Services (WS) Eventing. Unlike traps that
send UDP packets for every single event that occurs on the device, subscriptions to WS events on the
device occur per event, minimizing network traffic. Event payloads from the device have all the
necessary information for the event in the form of an XML document over HTTPS. There is no need to
go back and poll the device, again saving network traffic. Subscriptions on the device never expire.
Heartbeat events are periodically sent from the device to HP Web Jetadmin during periods of event
inactivity to inform HP Web Jetadmin that the subscriptions are still active. Events from the device
have a retry mechanism in case HP Web Jetadmin is down to provide guaranteed delivery.
ALERT SUBSCRIPTION TYPES
HP Web Jetadmin divides alerts into three
subscription types: General, Supplies, and
Critical (Figure 1). The Supplies type contains
only alerts related to consumables that are
replenished. The General and Critical alerts
types contain a much wider variety of alerts,
including some supplies-related events. Reasons
for subscribing to alerts in one category versus
another are described below.
General subscription type
The General alerts type includes a wide variety
of alert categories from service errors to
supplies alerts. Most non-supply device events
rely on traps. Polling is established when trap
destinations cannot be configured, the event
requires a status query because it does not
generate a trap, or a supply level must be gathered to
determine whether the event has occurred.
Advisory
The Advisory category contains events that are warnings
of existing conditions that do not affect the ability of the
device to print jobs. Many of the events are triggered in
real time by eventing or traps. The Page Count event
sends an alert when a user-defined page count threshold
is crossed. HP Web Jetadmin polls the engine cycle count
object and sends the alert when the threshold is crossed.
Media Path
The Media Path category contains events relating to the
path the paper takes through the device. All of these
events are triggered by traps or eventing when available
on the device.
Figure 1—Alert categories

5
Service
The Service category contains events that have
placed the device into a state where it cannot
print due to a service-related incident.
Intervention Needed and Printer Error alerts are
triggered by a variety of service-related events,
including most of the events found under the
Status Codes categories. The Printer Error alert
is triggered if the response to a status query
indicates Service Requested. If more
granularity is desired instead of all service-related
events, subscribe to the .3 alerts below.
The Device Disconnected event is triggered by
polling the device for status because a device
cannot send a trap when disconnected. If the
device does not respond to the request, an alert is
sent.
Status Codes
The following service-related alerts are available
under the Status Codes categories and rely on
traps to process. The 5-digit trap code generated
for each event is matched to a trap MIB to
determine the event. These events can be used
instead of Printer Error or Intervention Needed if
more control or granularity is needed to subscribe
to specific service-related events. More
information pertaining to these errors can be
found in the printer User or Service manual.
Categories of Status Code alerts include:
•Status Codes—I/O Errors
•Status Codes—Disk Errors
•Status Codes—Duplexer Errors
•Status Codes—Fuser Errors
•Status Codes—Drum Errors, Finisher Errors
•Service
•Media Path
•Status Codes—4x Errors
•Status Codes—5x Errors
•Status Codes—6x Errors
•Status Codes—7x Errors
•Status Codes—8x Errors
•Advisory
•Supplies Errors
Supplies
The Supplies category sends alerts when supplies
run low or are out at a level defined either by the
5

6
device or by HP Web Jetadmin, not by the user. These levels cannot be changed. If different levels
are desired, use alerts under the Supplies subscription type.
Many of the supplies alerts offer a set of three types: Low, Very Low, and Replace. One of the
following techniques is used to process these three alerts, depending on the device, in order of
preference:
1. If the device supports a dedicated status OID for low/very low/replace, such as consumable-
current-state, it is used.
2. If no status OID is supported, HP Web Jetadmin queries the remaining level % using objects such
as prtMarkerSupplies. Hardcoded threshold vales are used to send alerts for low (20%), Replace
(3%), and Very Low (1%).
3. If neither technique above can be used, HP Web Jetadmin inspects the prtAlerts table for events.
Cartridge Error is a generic, non-specific supply error alert that covers errors on a multitude of
supplies.
Some supplies are named differently on various devices although the functionality of the supply is
similar. For example, the Cleaning Kit alert can represent either a cleaning kit on devices such as the
HP Color LaserJet 9500/9500mfp or a toner collection unit (TCU) on devices such as the HP Color
LaserJet CM3530 and CP3525. HP Web Jetadmin queries the remaining levels to obtain the percent
remaining for cleaning kit, but it uses supplies status objects for the TCU. For HP FutureSmart devices
that use eventing, such as the HP Color LaserJet CM4540 MFP, HP Web Jetadmin represents the TCU
on the device as an alert named Waste Collector. Web Services eventing is used to process these
alerts.
Supplies subscription type
The Supplies subscription type allows the user
to define when a supply becomes low or out by
setting a user-defined threshold. This differs
from the supplies alerts under the General
subscription type in that the user defines the
level, rather than the device or HP Web
Jetadmin defining the level.
Users have the flexibility to subscribe only to
the desired supply events. Also, one supply can
be set to one threshold value while another
supply can be set to a different threshold value.
Alerts for one supply can be sent to one
individual while alerts for another supply can
be sent to a different individual.
You can set the alert threshold based on the
type of supply and then set it to send an email to the person who is responsible for that type of
supply. There might be different people in the organization who are responsible for replenishing
supplies, and the ability to send alerts at different thresholds for those different people based on the
type of supply is important.
In addition to email, the supplies threshold alerts can be forwarded to other locations, such as SNMP
Trap Generator or Alert History.
Supplies categories include (Figure 2):
•Toner/Ink—Estimated supply levels for ink or toner
•Maintenance Kit—Estimated remaining life for maintenance kit supplies
Figure 2—Supplies categories
7
• Fuser Kit—Estimated remaining life for fuser kit supplies
• Transfer Kit—Estimated remaining life for transfer kit supplies
• Cleaning Kit—Estimated levels for cleaning kits and toner collection units
• Drum—Estimated remaining life for drum or OPC supplies
• Document Feeder Kit—Estimated remaining life for document feeder kits
• Trays—Estimated paper levels in trays excluding manual feed
• Other Supplies—Estimated level for supplies not included in other categories (such as bonding
agent, feed roller, roller kit, and stapler)
All events in the Supplies category are monitored by querying remaining levels through polling. The
polling mechanism uses a combination of slow-polling and sliding-time intervals depending on the
level of the supply being monitored.
Critical subscription type
Although the General and Critical alert types contain the same events, the Critical alert type polls
much more frequently (every 5 minutes) to ensure accuracy for events that require polling. Caution
should be exercised when subscribing to Critical alerts due to the volume of network traffic it
generates. The polling rate can be adjusted with the maximum frequency being 5 minutes (default).
ADJUSTING POLLING RATES
The polling rates differ between the various subscription types. Because General and Critical alerts do
not offer threshold alerts for remaining levels, a standard repetitive interval poller is used for events
where traps are not used. Supplies alerts use a sliding-time interval poller (adaptive) that increases the
polling the closer the device comes to the desired threshold.
General/critical alert poller
When you subscribe to alerts under the General or Critical subscription types that rely on polling
instead of traps, HP Web Jetadmin performs a baseline poll (if the alert requires polling) at
subscription time. From that point forward, HP Web Jetadmin polls only at the default polling rate
(different for General and Critical alerts) from when the server started. The time is not indicative of
when the device subscribed to the alert; rather, it is relative to the time when the server started. This is
why alerts can be sent by HP Web Jetadmin for different devices at the same time, even though
subscriptions were not made at the same time.
The default interval for all alerts under the General subscription type is 24 hours, while the default
interval for all alerts under the Critical subscription type is 5 minutes. The user can change these
values by going to Tools > Options > Device Management > Device Polling > Alerts (Figure 3). Rates
can be configured anywhere between 1 and 168 hours for General alerts and between 5 and 360
minutes for Critical alerts.

8
Supplies alerts adaptive poller
For user-defined supplies alerts under the Supplies subscription type, an alert is generated when a
device crosses the user-defined supply level threshold. With these alerts, an adaptive polling rate
mechanism assists in optimizing the amount of traffic that is generated in gathering the data required
to calculate the remaining levels for supplies. When subscribing to Supplies alerts, HP Web Jetadmin
performs a baseline poll at subscription time, launches a second poll after 24 hours, continues to
calculate the rate of use from that point forward to predict when the supply will cross the selected
threshold, and adjusts the polling rate accordingly based on the calculated usage rate over time.
Devices are placed into a polling rate (such as 1, 2, 6, 12, 24, 72, or 168 hour poll rates) that is
continually adjusted depending on the supply’s calculated usage rate. Because each supply on each
device can be consumed at a different rate, they can all be polled at different times as well. This
means that the same device can be in multiple pollers. The supplies pollers are unaffected by the
polling queue times used for general/critical alerts. They are also unaffected by the background
poller that HP Web Jetadmin uses to populate device columns for remaining levels.
To determine the remaining supply levels, HP Web Jetadmin must examine the entire
prtMarkerSupplies table to determine the percent remaining for all supplies. Therefore, HP Web
Jetadmin uses 1 hour as the fastest polling interval for scalability concerns. The reason for allowing a
user to select a threshold on which an alert is triggered is to provide a mechanism whereby the user
can select a percent remaining such that HP Web Jetadmin can detect when the device needs
replenishment before the supply runs out. Selecting a proper threshold to allow for sufficient time to
replace the supply is critical.
The adaptive poller calculates an average rate of use for each subscription, compares it to how far
away the current remaining level is to the subscribed threshold, and places the subscription into one
of the adaptive polling schedules. Problems can arise when a device is slowly consuming toner and
suddenly drops a large percentage in a day. While a drastic drop in toner level is rare, it is quite
possible that HP Web Jetadmin would have the subscription in the maximum poller set to once a week
because it had no reason to believe the subscribed threshold would be met any time soon, and the
sudden drop could cross the subscribed threshold while HP Web Jetadmin is not due to poll for
several days. In that scenario, the alert would be missed or not sent for several days. If this particular
condition happens in a customer environment, a configuration file can be edited to more or less
convert the adaptive poller into a static poller to ensure that events are not missed.
Figure 3—Configuring polling rates for alerts

9
Cases might arise where a consumable drops a drastic percentage in a very short time period. If
HP Web Jetadmin placed the consumable in the weekly poller believing the supply will not reach the
desired threshold for quite some time, it is possible that the alert might be missed completely before
the consumable runs out. To minimize the possibility of such cases, supplies threshold alerts can be
instructed to abort the adaptive poller and use a user-defined static poller at some percentage above
the desired frequency (Figure 3).
NAVIGATING ALERTS FEATURES
A variety of controls exist to configure alerts and to view alerts information.
Alerts in the navigation tree
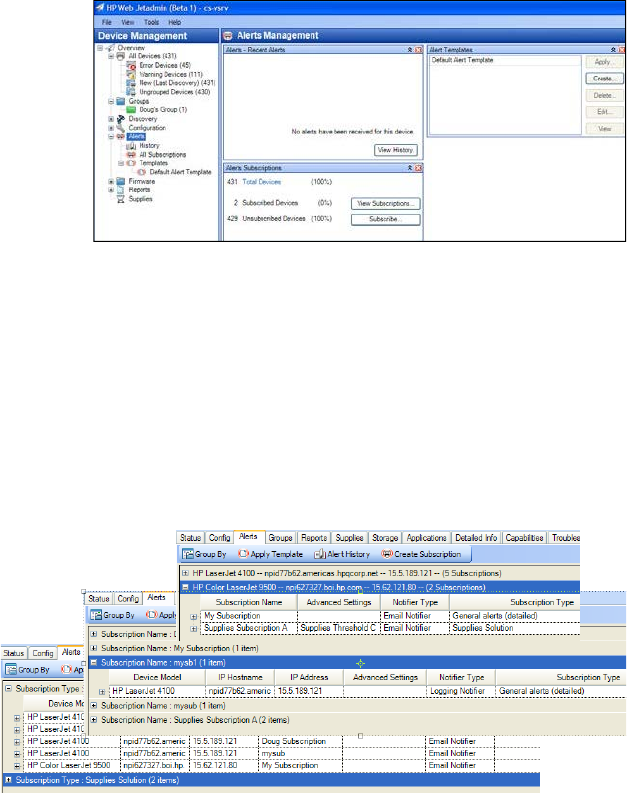
The Alerts Management summary
page contains a few task modules
used to interact with alerts features
(Figure 4).
•Recent Alerts provides a view
of the last X alerts.
•Alerts Subscriptions shows the
number of devices configured
for alerts as well as a total
number of devices. This also
provides controls to launch the
View Alert Subscriptions and
Create Alert Subscription
wizards.
•Alerts Templates shows existing templates as well as Apply, Create, Delete, Edit, and View
controls.
Note Task modules are mini-control windows within the application that help users quickly gather
information about and act on device features.
Alerts tab
All Devices, filtered lists,
and groups contain the
Alerts tab (Figure 5).
This tab can be invoked
with any single device
or multiple device list
selection. Within the
tabbed area, an alerts-
specific listing can be
grouped in one of the
following ways:
•Device: Displays devices that can be individually expanded to show each applied subscription
and corresponding alerts detail.
•Subscription: Displays subscriptions by name that can be individually expanded to show devices
to which the subscription has been applied.
Figure 4—Alerts workspace
Figure 5—Alerts tab area (Group by)

10
•Solution Type: Displays one or any of the three types of alerts that have been configured. These
can be expanded to show individual subscriptions and devices to which the subscription has
been applied.
The Alerts tab also contains toolbar items (such as Apply Template, Alert History, and Create
Subscription) that can be activated on any device list selection.
SUBSCRIPTIONS
Users can subscribe to HP Web Jetadmin
alerts to receive event information as events
occur on devices. A device can have more
than one subscription applied to it.
Subscriptions can also be applied to Alerts
templates.
Subscribe to alerts
The Create Alert Subscription wizard can be
activated for list selections of one or more devices or it can
be activated without list selection (Figure 6). In the latter
case, it displays the All Devices list or device groups (when
selected).
Specify alert subscription options allows users to choose
either an existing template or one of the subscription types:
General, Supplies, or Critical (Figure 7). After the user
specifies either a template or an alerts type, the user is
asked to specify the notification type (not shown) where
Email notification or Logging-only can be chosen. In all
cases, alerts are logged and can be viewed through Alerts
History.
If the user specifies Email notification, the Specify
notification settings window appears (Figure 8). Users
can specify email recipients as well as the format of the
email notification. The formats include Custom, Verbose,
and Concise, which can also be previewed in this
portion of the wizard.
Select alerts appears when one of the three alerts types
was chosen rather than a preconfigured template on the
Specify alert subscription options (Figure 7). This
displays alerts specific to the alerts type chosen (such as
supplies alerts). The user can select any combination of
available alert events. In the case of supplies alerts,
supply threshold settings are made available. For more
information, see “Supplies alerts adaptive poller” on
page 8.
Figure 6—Select devices pane
Figure 8—Specify notification settings
Figure 7—Alerts subscription options

11
Select alert threshold appears when using Supplies
alerts (Figure 9). Supplies alerts trigger when a supply
reaches the specified threshold. These alert trigger only
once and begin to monitor again only when a replenish
event is detected. A replenish event is triggered when
the supply changes positively by more than 30 percent.
Specify advanced settings always appears following the
setting of General Alerts (Figure 10). This window
contains settings that might apply to any one of the
subscription alert events chosen thus far. Count threshold
appears when the Page Count (Advisory) alert is
selected during Select alerts. This polling alert is
triggered when the device passes the threshold the user
specified. The alert provides a way to notify a recipient
when a device’s page count has reached or exceeded
a specified value.
Time to ignore duplicate alerts keeps HP Web Jetadmin
from processing duplicate alerts within a specified time
and after the first alert has occurred. This setting is
specific to the subscription being edited or created.
Multiple subscriptions should be set in order to
accommodate multiple times to ignore duplicates. For
example, users might want to see printer error alerts as
they occur and only see toner low or paper out alerts once per day.
With Ignore first time period, HP Web Jetadmin does not process alerts the first time they occur during
the time specified under Time to ignore duplicate alerts. If the condition persists, an alert for the event
is processed during the second time period.
Finally, a confirmation screen appears allowing the user to review all alerts settings. After the user
clicks Next, HP Web Jetadmin finalizes the alert subscription, which might include device trap table
configuration.
Note HP Web Jetadmin configures the alerts using different techniques, such as SNMPv1\v2c trap
tables, SNMPv3 trap tables, Web Services, or polling. HP Web Jetadmin automatically
selects the appropriate technique based on the selected feature and the current
communication with the device, such as SNMPv1\v2c or SNMPv3.
Note For alerts that use traps, it might be either via SNMPv1\v2c trap tables or SNMPv3 trap
tables. This is decided on the basis of the current SNMP communication with the device.
If an HP FutureSmart device has SNMPv3 communication enabled, precedence would be
given to support trap via SNMPv3 traps rather than SNMPv1\v2c traps. In such a case,
SNMPv1\v2c trap tables would be removed if they exist. This is done to avoid multiple alerts,
such as SNMPv1\v2c trap alerts and SNMPv3 trap alerts being processed for the same root
cause.
If a non-HP FutureSmart device has SNMPv3 communication enabled, HP Web Jetadmin
make the setting in the SNMPv1 trap destination table of the device instead of SNMPv3 even
if SNMPv1 is disabled.
When the device sends out the SNMPv1 alert, HP Web Jetadmin processes the SNMPv1
alert.
Figure 10—Advanced settings
Figure 9—Select alert threshold

12
SNMPv1/v2c Trap table full condition
If you choose alerts that are normally triggered
by device traps, HP Web Jetadmin configures a
trap table entry on the device. When HP Web
Jetadmin is using SNMPv2, the trap table entry
includes the IP address of the HP Web Jetadmin
installation host and the port where the
application listens for traps. In some cases, a
trap table full condition might be encountered.
When this occurs, the Edit Trap Table Settings
tool appears (Figure 11). This tool enables the
user to resolve the trap table full condition
through one of the following measures:
•Remove all trap table entries (configures the current entry for alerts processing)
•Remove the entry selected and replace with a new one (configures the current entry for alerts
processing)
•Use polling only (uses list polling)
•Skip this device (device is not configured for alerts)
SNMPv3 trap table is already registered with another client
If you choose alerts that are normally triggered by device traps and if HP Web Jetadmin uses
SNMPv3 to communicate with the device, HP Web Jetadmin tries to register the HP Web Jetadmin
server on the device. When another client with the same SNMPv3 username has already been
registered, the registration fails (Figure 12).
Figure 12—All Subscriptions
If another HP Web Jetadmin server created the existing registration, log on to the other HP Web
Jetadmin instance, and then remove the configured alert.
Find the registered client with an SNMPv3 browser
You can use SNMPv3 tools to investigate which client has been registered.
1. First load the SNMP-TARGET-MIB (RFC3413) in the SNMPv3 MIB tool. For an example, go to
http://www.net-snmp.org/docs/mibs.
2. Configure the SNMPv3 tool with the remaining SNMPv3 settings (username, password, context,
authentication protocol, and privacy protocol).
Figure 11—Edit Trap Table Settings

13
3. Perform an snmpwalk on snmpTargetAddrTable 1.3.6.1.6.3.12.1.2 (Figure 13).
Figure 13—SNMP walk on snmpTargetAddrTable
This provides the IP address and port number of the registered client in hex.
4. Remove the registration by using the SNMPv3 tool or the client software that created the initial
registration.
Single vs. multiple device subscriptions
Alerts can be configured for one device or for many devices, and applied with Alerts Templates or
through Groups Policies. The alerts that are configurable on each device vary by model, features, and
accessories. Depending on the device selection method, the Select Alerts list is populated based on
the device model and installed accessories.

14
Edit and view alerts subscriptions
After alerts subscriptions are established, they can be viewed or changed. View existing subscriptions
either in the Alerts tab tool in any device list or by navigating to Alerts > All Subscriptions (Figure 14).
Figure 14—All Subscriptions
Right-click to start one of the following wizards:
•Edit Subscription wizard: Similar to the Create Subscription wizard, the Edit Subscription wizard
allows changes to existing Notification Settings, Email recipients and formats, Available Alerts
selections, Advanced Settings, and the Subscription Name. This wizard only modifies the
subscription because it pertains to the device selection and requires that the Subscription Name
be changed.
•Unsubscribe wizard: Launches a Delete Alerts Subscription > Confirmation dialogue. After Next is
clicked, subscriptions are deleted based on either the subscription or device selection.
ALERTS TEMPLATES
Alerts Templates, like other HP Web Jetadmin templates, store settings to be reused. A default Alerts
Template is preconfigured when HP Web Jetadmin is installed and contains a combination of the
Supplies, Service, and Media Path categorizes of General Alert events.
Create and edit alerts templates
The Create Alerts Template tool is very similar to Create Alerts Subscription. When creating an alert
template, the user configures the following:
•Subscription type: General, Supplies, or Critical
•Available alerts: Shows all available alerts based on the subscription type
•Advanced Settings (when selected): Ignore duplicates for and Ignore first time period, settings as
they apply to selected Alerts
•Notification type: Logging-only or Email
•Email notification settings (when selected): Send to recipients and Email format
•Template name
You can change template settings for any subscription linked to a template from the Edit Subscription
Template. Apply, View, and Delete controls help manage Alerts Templates, and are available from
Alerts > Templates in the Device Management navigation tree (Figure 15).
Figure 15—Alerts Templates

15
Apply alerts templates
You can start the Apply Alerts Templates wizard in a variety of ways from any device list, including
right-click and drag-and-drop. The apply-template action applies the stored alerts settings to selected
devices. The Apply Subscription Template wizard requires linking the subscription to the template.
Linked vs. unlinked subscriptions
Alerts templates can be applied in
the following ways (Figure 16):
•Link to template: Causes the
subscription settings to change
any time the template settings
are changed. You can edit
device subscription by editing
templates.
•Create unlinked subscription:
Applies the template settings as a new subscription without linking that subscription to the original
template.
Alerts templates in groups policies
Groups Policy is a powerful automation tool that saves users a great deal of time configuring device
and HP Web Jetadmin settings. Both Automatic and Manual group types can have the Group Policy
property. One policy that can be added to any device group’s properties is Alerts. Both Subscribe
and Unsubscribe using Alerts Templates can be applied to devices in the group either as they are
populated into group membership or as they are removed from group membership. In this way,
devices can have specific alerts applied or removed without impacting other alerts settings.
USE ALERTS HISTORY
Alerts history can be viewed in a few different ways. Device-specific alerts history can be viewed
through Alerts History on the Alerts tab in any device list and for any device list selection. The global
alerts history can be viewed through Alerts > History in the Device Management navigation tree. Both
of these listings can be grouped by device or by alert using the Group by tool. Figure 17 shows the
alert history for two devices.
Figure 17—Alert History
Alerts History retention settings can be adjusted through Tools > Options > Shared > Server
Maintenance > Alerts. The retention time has a default setting of 30 days and can be set as high as
365 days. Alerts history can be cleared by clicking the Clear History button.
Figure 1
6—Linked/unlinked settings

16
ALERTS EMAIL NOTIFICATION
A primary method for sending alerts details is through email. You must first apply SMTP settings to
HP Web Jetadmin before email can be processed.
Global email settings
To assign SMTP settings, navigate to Tools > Options > Shared > Email > SMTP. You can select
settings for the following options:
•SMTP server settings, hostname, or IP address and port of mail server gateway.
•SMTP user settings, optional user
credentials used when SMTP
authentication exists.
•Default from address, exists in each
email message sent by the application
(the default is wja@hp.com).
Also available in Tools > Options > Shared >
Email is a global email address management
feature (Figure 18). This allows user detail to
be added or removed. Any user email
address used in Alerts or other features is
stored here.
Alerts message format
HP Web Jetadmin alerts can be sent in one of the following formats: Verbose (Figure 19), Concise
(Figure 20), and Custom.
Figure 19—Verbose email format
Event
"Offline"
Front Panel
"READY"
Device Information
IP Hostname: "npid77b62.americas.hpqcorp.net"
IP Address: "15.5.189.121"
Hardware Address: "0030C1D77B62"
IPX Name: "NPID77B62"
IPX Address: "IpxAddress"
Device Model: "HP LaserJet 410.00"
Serial Number: "USBDC00600"
Asset Number: ""
Location: ""
Help Resources
Detailed Device Information "http://cs-
vsrv:8000/device/HP.Imaging.Wjp.Moabdevice.Client.DeviceID,355a5206-4ed8-43e5-b0bd-
88b340474e86;0cca69d3-163b-45c8-b10.08-2252c95a5ba5"
Figure 18—Email address management

17
Figure 20—Concise email format
Custom email template
During any Create Alerts Subscription or Create
Alerts Template wizard, Edit Custom Email
Template can be invoked (Figure 21). Custom
email templates can also be managed in
Tools > Options > Device Management >
Alerts > Email Templates. Any column item can
be inserted with any customer characters. Alert
is one of the HP Web Jetadmin fields that can
be inserted.
SNMP TRAP GENERATOR
In addition to email, alerts can also be sent in the form of Simple Network Management Protocol
(SNMP) traps through the HP SNMP Trap Generator. This alert-forwarding module provides
device-event conveyance through a fully customizable SNMP trap.
An SNMP trap is typically defined as an industry-standard notification event issued from a device to
the network management station when a significant event (but not necessarily an outage, fault, or
security violation) occurs. The trap produces one-way SNMP communication, which can significantly
reduce the need for random status polling of the device and conserve network bandwidth.
A printer-produced SNMP trap is a simple event notification mechanism, and does not always provide
the information needed to determine the most appropriate or efficient course of action. When
HP Web Jetadmin receives a trap from a printer, it launches an SNMP information request process
that is designed to gather additional device information and serve as the content for a more
comprehensive HP Web Jetadmin generated alert. With the HP Web Jetadmin SNMP Trap
Generator, this alert can be forwarded as an SNMPv1\v2c trap or as an SNMPv3 inform when using
HP Web Jetadmin 10.4 or later.
Event
"Offline"
Front Panel
"OFFLINE"
Device Name
"npid77b62.americas.hpqcorp.net"
Help Resources
Detailed Device Information "http://cs-
vsrv:8000/device/HP.Imaging.Wjp.Moabdevice.Client.DeviceID,355a5206-4ed8-43e5-b0bd-
88b340474e86;0cca69d3-163b-45c8-b10.08-2252c95a5ba5"
Figure
21—Custom email formatting

18
Note SNMPv3 supports two types of notifications—traps and informs. Traps are identical to
SNMPv2 traps and are unacknowledged notifications that agents send to managers. Informs
are acknowledged notifications. An agent sends an inform notification and waits for an
acknowledgment. If the agent does not receive an acknowledgment within the configured
SNMPv3 timeout, it re-sends the inform notification until a reply is received or the maximum retry
value is reached. The SNMPv3 timeout can be changed in the
HP.Imaging.Wjp.Communication.Protocol.Snmp.ISnmp.config.xml file. This file is available in
the following directory:
C:\Windows\ServiceProfiles\NetworkService\AppData\Local\HP Inc\HPWebJetadmin\
WjaService\config
After changing the value in the file, the HP Web Jetadmin service must be restarted.
This solution provides integration with Enterprise System Management (ESM) applications such as
HP OpenView Operations, HP OpenView Network Node Manager, HP System Insight Manager,
CA Unicenter, IBM Tivoli, Cisco
Information Center, or any SNMP-
management station capable of
receiving SNMPv1\v2 traps and
SNMPv3 informs for purposes of
notification and processing.
Helpdesk ticketing systems, such as
Remedy and Peregrine, might also
benefit from directly receiving printer
alert content in the form of SNMPv1\v2
trap or SNMPv3 inform to generate
helpdesk tickets. The content of the
traps that HP Web Jetadmin sends can
be customized to include only the
desired components to be fed to the
appropriate destination.
When imaging and printing devices
send traps, the content describing the
event is typically a 5-digit code or an
SNMP OID, and the frequency cannot
be controlled. A device sends traps
every time an event occurs. The
advantage of using HP Web Jetadmin
to act as the proxy for these traps is
that events can be filtered to forward
only the desired events at the desired
frequency and with much more detailed
content than a regular printer trap.
Traps can be selected as an output
mechanism when subscribing to alerts
(Figure 22) or by selecting Tools >
Options > Device Management >
Alerts > SNMP Trap Generator. The
properties of the traps can be defined
by clicking Edit (Figure 23). Trap destination includes entries to receive traps. Listen port dictates
Figure 22—Selecting SNMP Trap Generator
Figure 23—Configuring trap properties

19
which port is used when
sending the trap. SNMP
version configures SNMPv1
or SNMPv2 traps or
SNMPv3 informs.
Community configures the
community name for the
SNMPv1\v3 trap.
To edit the contents of the
trap, click Edit (Figure 24).
Select the items to include in
the trap and drag them to
the body.
ALERT LOGGING
A log file is available to track the alert messages that HP Web Jetadmin sends. The alert log file lets
you feed alerts into enterprise management systems or call-ticketing systems. The file can be parsed
and fed into any of these systems with minimal effort.
The alert log is also an excellent source for troubleshooting because every alert that is processed is
written to this log file. The log file can be configured during alert subscription or by selecting Tools >
Options > Device Management > Alerts > Log to File (Figure 23). The size of the log file can be
SNMPv1 Trap Sample
SNMPv1 Trap Sample
Figure 24—Editing trap content

20
controlled under File Size.
The path of the log file is
displayed on the screen.
The contents of the log file
can be defined by clicking
Edit (Figure 25).
Simply drag desired items
into the Body section to
completely customize the
data written to the log file
for each event. Every event
processed as an alert is
logged in the log file with
the desired parameters.
USE ALERTS TO
GENERATE
HELPDESK
TICKETS
HP Web Jetadmin provides
multiple methods for the
flexibility to automatically
generate helpdesk tickets in
products such as BMC
Remedy. For example,
Remedy can receive content
in a number of formats for
generating tickets,
including SNMP traps,
emails, or text files.
HP Web Jetadmin allows for sending alerts as custom-defined SNMP traps. Remedy can be
configured to look for traps containing only specific content to generate tickets and ignore traps that
are not defined with this content.
It is also possible to run the optional armaild daemon on the Remedy server and open Remedy tickets
via email. HP Web Jetadmin allows for customizing the content of alert emails to meet the exact
specifications of the Remedy ticket.
Remedy can also be instructed to parse text files for keywords to be used to populate helpdesk tickets.
Alert logging can be turned on in HP Web Jetadmin and the exact content of the logging can be
custom defined to match the content expected by Remedy to generate tickets.
ADVANCED ALERTS DETAILS
Other application settings
Alerts polling rates can be adjusted by navigating to Tools > Options > Device Management >
Alerts > Polling Rate where the following settings are available:
•Default alert rate: Used when no device communications exist for X hours (default is 24 hours).
Figure 26—Editing alert log file content
Figure 25—Enabling alert logging
21
• Mission critical devices: Used for devices with Critical Alerts settings. Polls every X minutes (default
is 5 minutes).
TROUBLESHOOTING
If there is reason to believe that alerts are not being processed as they should be, several
troubleshooting steps can be performed to help diagnose the problem. For example, if an alert is not
being received at a particular email address when a device event occurs, perform the following
troubleshooting steps:
1. Test whether the HP Web Jetadmin server is properly processing any polling type alert on any
device. A very simple test of a polling alert is to subscribe to a Supplies alert where the threshold
can be defined. Any printer can be tested. Simply enter a threshold for one of the toner cartridges
where the threshold is greater than the current level. After the subscription is completed, an alert
should be generated shortly thereafter to the desired specified address.
-or-
Test whether HP Web Jetadmin can properly process any trap type alert on any device. A very
simple, remote test is an Offline alert under the General category. When an offline event occurs,
the printer sends a trap to HP Web Jetadmin that should be processed. After the subscription is
completed for the Offline event, an Offline condition can be easily generated from within
HP Web Jetadmin on the status page of the device. Click the printer Offline. An alert should be
generated shortly thereafter.
2. If neither test in step 1 generates alerts via email, there might be an issue with the HP Web
Jetadmin communication to the mail server. An easy test is to remove the mail server from the
equation. Subscribe to an alert and have it sent to Alerts History rather than email, and then
navigate to Alerts History to see if the alert is present.
3. If polling alerts are processing properly, but trap type alerts are not, there might be an issue with
the device sending traps or with HP Web Jetadmin receiving traps. Ensure that the IP address of
the HP Web Jetadmin server is present in the trap destination table of the device under
Configuration > Network. If it is present, check the router settings to ensure that traps are not
being filtered.
SUMMARY
The alerts features in HP Web Jetadmin provide a powerful mechanism for monitoring the fleet
through proactive and flexible notifications. Nearly all aspects of device status and/or trouble can be
automatically conveyed to users via email, virtually in real time.

22
APPENDIX A—SNMPTARGETPARAMSTABLE
This appendix provides additional background information about the SNMPv3 trap tables that are
configured on devices. HP Web Jetadmin and the device automatically handle the SNMPv3 trap
tables.
The snmpTargetParamsTable shows the username, password, context and protocols (Figure 27).
Figure 2
7— SNMP walk on snmpTargetParamsTable

APPENDIX B—SUPPORTED ALERT TYPES BY DEVICE MODEL




© Copyright 2016 HP Development Company, L.P. The information contained herein is subject to change without
notice. The only warranties for HP products and services are set forth in the express warranty statements accompanying
such products and services. Nothing herein should be construed as constituting an additional warranty. HP shall not be
liable for technical or editorial errors or omissions contained herein.
c01840718EN, Rev. 16, April 2016