Ibm Maximo Sg24 7645 00 Users Manual Essentials V7.1 Implementer's Guide
SG24-7645-00 to the manual 4895ea15-97f3-4122-adbd-b8f88855f7e2
2015-02-02
: Ibm Ibm-Maximo-Sg24-7645-00-Users-Manual-431893 ibm-maximo-sg24-7645-00-users-manual-431893 ibm pdf
Open the PDF directly: View PDF
.
Page Count: 152 [warning: Documents this large are best viewed by clicking the View PDF Link!]
- Go to the current abstract on ibm.com/redbooks
- Front cover
- Contents
- Notices
- Preface
- Chapter 1. Introduction
- Chapter 2. Maximo Asset Management Essentials 7.1
- Chapter 3. Project Planning
- Chapter 4. Solution Environment
- Chapter 5. Installation
- 5.1 Pre-Installation checklist
- 5.1.1 Hardware/Software considerations
- 5.1.2 Verifying the DVD Content
- 5.1.3 Backup/Snapshot Management
- 5.1.4 JDK/JRE
- 5.1.5 Internet Browser
- 5.1.6 Disabling the firewall
- 5.1.7 Deleting the TEMP and TMP user environment variables
- 5.1.8 Verifying the required rpm-build package is installed
- 5.1.9 Setting the ulimit
- 5.1.10 Setting shared memory
- 5.1.11 Enabling remote configuration
- 5.2 Installation flowchart
- 5.3 Middleware Installation
- 5.4 Installing Maximo corfe components (TPAP)
- 5.5 Process solution package installation
- 5.6 Post Installation Tasks
- 5.6.1 Ensure all relevant Maximo services are running
- 5.6.2 Ensure connectivity to the Maximo Asset Management Essentials application
- 5.6.3 Ensure the Language pack installation is functional
- 5.6.4 Ensure Client Connectivity
- 5.6.5 Report Administration
- 5.6.6 Attached Documents Configuration
- 5.6.7 Ensure relevant cron tasks are working and enabled
- 5.6.8 Create Backup/Image of the environment
- 5.6.9 Automate the Backup Procedure
- 5.6.10 Assess the server workload
- 5.6.11 Client Local/Regional Settings Properties
- 5.6.12 Internet and Firewall Security
- 5.6.13 SMTP mail exchange server setup
- 5.6.14 Users LDAP Authentication through Virtual Member Management
- 5.7 Setting the System and Logging properties
- 5.1 Pre-Installation checklist
- Chapter 6. Configuration
- Appendix A. Summary of Maximo Asset Management Essentials modules and applications
- Related publications
- Index
- Back cover

ibm.com/redbooks
Draft Document for Review May 23, 2008 10:14 am SG24-7645-00
Maximo Asset Management
Essentials V7.1
Implementer’s Guide
Melissa Christensen
Abesolom Fidel
Nihar Jain
Rutger Mons
Venkat Ram
Vikas Sharma
Bart Jacob
Offering targeted for general business
clients
Start planning a deployment
Learn about configuring
the environment
Front cover

Maximo Essentials V7.1 - Implementer’s Guide
May 2008
International Technical Support Organization
Draft Document for Review May 23, 2008 10:14 am 7645edno.fm
SG24-7645-00

7645edno.fm Draft Document for Review May 23, 2008 10:14 am
© Copyright International Business Machines Corporation 2008. All rights reserved.
Note to U.S. Government Users Restricted Rights -- Use, duplication or disclosure restricted by GSA ADP
Schedule Contract with IBM Corp.
First Edition (May 2008)
This edition applies to Maximo Asset Management Essentials Version 7.1.
This document created or updated on May 23, 2008.
Note: Before using this information and the product it supports, read the information in
“Notices” on page vii.
© Copyright IBM Corp. 2008. All rights reserved. iii
Draft Document for Review May 23, 2008 10:14 am 7645TOC.fm
Contents
Notices . . . . . . . . . . . . . . . . . . . . . . . . . . . . . . . . . . . . . . . . . . . . . . . . . . . . . . vii
Trademarks . . . . . . . . . . . . . . . . . . . . . . . . . . . . . . . . . . . . . . . . . . . . . . . . . . . viii
Preface . . . . . . . . . . . . . . . . . . . . . . . . . . . . . . . . . . . . . . . . . . . . . . . . . . . . . . .ix
The team that wrote this book . . . . . . . . . . . . . . . . . . . . . . . . . . . . . . . . . . . . . .ix
Become a published author . . . . . . . . . . . . . . . . . . . . . . . . . . . . . . . . . . . . . . . xii
Comments welcome. . . . . . . . . . . . . . . . . . . . . . . . . . . . . . . . . . . . . . . . . . . . . xii
Chapter 1. Introduction. . . . . . . . . . . . . . . . . . . . . . . . . . . . . . . . . . . . . . . . . . 1
1.1 Enterprise asset management overview . . . . . . . . . . . . . . . . . . . . . . . . . . . 1
1.2 Maximo Asset Management Essentials . . . . . . . . . . . . . . . . . . . . . . . . . . . 2
1.2.1 General Functional Overview . . . . . . . . . . . . . . . . . . . . . . . . . . . . . . . 3
1.2.2 Modules. . . . . . . . . . . . . . . . . . . . . . . . . . . . . . . . . . . . . . . . . . . . . . . . 4
1.2.3 Integrating with Existing Enterprise Applications . . . . . . . . . . . . . . . . 7
Chapter 2. Maximo Asset Management Essentials 7.1 . . . . . . . . . . . . . . . . 9
2.1 Differences with Maximo Asset Management Enterprise . . . . . . . . . . . . . 10
Chapter 3. Project Planning . . . . . . . . . . . . . . . . . . . . . . . . . . . . . . . . . . . . . 17
3.1 Required Skills . . . . . . . . . . . . . . . . . . . . . . . . . . . . . . . . . . . . . . . . . . . . . 18
3.2 Solution Description and Assumptions . . . . . . . . . . . . . . . . . . . . . . . . . . . 20
3.3 Task Break Down . . . . . . . . . . . . . . . . . . . . . . . . . . . . . . . . . . . . . . . . . . . 22
Chapter 4. Solution Environment. . . . . . . . . . . . . . . . . . . . . . . . . . . . . . . . . 27
4.1 Hardware and Software Requirements . . . . . . . . . . . . . . . . . . . . . . . . . . . 28
4.2 Typical deployment environments. . . . . . . . . . . . . . . . . . . . . . . . . . . . . . . 31
4.2.1 Single-server . . . . . . . . . . . . . . . . . . . . . . . . . . . . . . . . . . . . . . . . . . . 31
4.2.2 Multi-server . . . . . . . . . . . . . . . . . . . . . . . . . . . . . . . . . . . . . . . . . . . . 32
4.3 Sizing Considerations . . . . . . . . . . . . . . . . . . . . . . . . . . . . . . . . . . . . . . . . 33
4.4 Maximo Asset Management Essentials Supported Platforms. . . . . . . . . . 34
Chapter 5. Installation. . . . . . . . . . . . . . . . . . . . . . . . . . . . . . . . . . . . . . . . . . 37
5.1 Pre-Installation checklist . . . . . . . . . . . . . . . . . . . . . . . . . . . . . . . . . . . . . . 38
5.1.1 Hardware/Software considerations . . . . . . . . . . . . . . . . . . . . . . . . . . 38
5.1.2 Verifying the DVD Content . . . . . . . . . . . . . . . . . . . . . . . . . . . . . . . . 38
5.1.3 Backup/Snapshot Management . . . . . . . . . . . . . . . . . . . . . . . . . . . . 39
5.1.4 JDK/JRE . . . . . . . . . . . . . . . . . . . . . . . . . . . . . . . . . . . . . . . . . . . . . . 39
5.1.5 Internet Browser . . . . . . . . . . . . . . . . . . . . . . . . . . . . . . . . . . . . . . . . 39
5.1.6 Disabling the firewall . . . . . . . . . . . . . . . . . . . . . . . . . . . . . . . . . . . . . 39
7645TOC.fm Draft Document for Review May 23, 2008 10:14 am
iv Maximo Essentials V7.1 - Implementer’s Guide
5.1.7 Deleting the TEMP and TMP user environment variables . . . . . . . . 39
5.1.8 Verifying the required rpm-build package is installed . . . . . . . . . . . . 40
5.1.9 Setting the ulimit . . . . . . . . . . . . . . . . . . . . . . . . . . . . . . . . . . . . . . . . 40
5.1.10 Setting shared memory . . . . . . . . . . . . . . . . . . . . . . . . . . . . . . . . . . 41
5.1.11 Enabling remote configuration . . . . . . . . . . . . . . . . . . . . . . . . . . . . 41
5.2 Installation flowchart . . . . . . . . . . . . . . . . . . . . . . . . . . . . . . . . . . . . . . . . . 41
5.3 Middleware Installation . . . . . . . . . . . . . . . . . . . . . . . . . . . . . . . . . . . . . . . 44
5.3.1 Installing middleware overview . . . . . . . . . . . . . . . . . . . . . . . . . . . . . 44
5.3.2 Tivoli middleware installer logs . . . . . . . . . . . . . . . . . . . . . . . . . . . . . 55
5.4 Installing Maximo corfe components (TPAP) . . . . . . . . . . . . . . . . . . . . . . 57
5.4.1 Maximo Asset Management Essentials Installation Overview . . . . . 57
5.4.2 Maximo Asset Management Essentials Installation . . . . . . . . . . . . . 58
5.4.3 Post Maximo Asset Management Essentials base services installation
74
5.5 Process solution package installation . . . . . . . . . . . . . . . . . . . . . . . . . . . . 76
5.5.1 Pre-Process solution package installation checklist . . . . . . . . . . . . . 76
5.5.2 Enable Maximo Asset Management Essentials License. . . . . . . . . . 77
5.6 Post Installation Tasks . . . . . . . . . . . . . . . . . . . . . . . . . . . . . . . . . . . . . . . 83
5.6.1 Ensure all relevant Maximo services are running . . . . . . . . . . . . . . . 83
5.6.2 Ensure connectivity to the Maximo Asset Management Essentials
application. . . . . . . . . . . . . . . . . . . . . . . . . . . . . . . . . . . . . . . . . . . . . 84
5.6.3 Ensure the Language pack installation is functional . . . . . . . . . . . . . 85
5.6.4 Ensure Client Connectivity . . . . . . . . . . . . . . . . . . . . . . . . . . . . . . . . 85
5.6.5 Report Administration . . . . . . . . . . . . . . . . . . . . . . . . . . . . . . . . . . . . 85
5.6.6 Attached Documents Configuration . . . . . . . . . . . . . . . . . . . . . . . . . 90
5.6.7 Ensure relevant cron tasks are working and enabled . . . . . . . . . . . . 93
5.6.8 Create Backup/Image of the environment. . . . . . . . . . . . . . . . . . . . . 94
5.6.9 Automate the Backup Procedure . . . . . . . . . . . . . . . . . . . . . . . . . . . 94
5.6.10 Assess the server workload . . . . . . . . . . . . . . . . . . . . . . . . . . . . . . 94
5.6.11 Client Local/Regional Settings Properties. . . . . . . . . . . . . . . . . . . . 94
5.6.12 Internet and Firewall Security . . . . . . . . . . . . . . . . . . . . . . . . . . . . . 95
5.6.13 SMTP mail exchange server setup . . . . . . . . . . . . . . . . . . . . . . . . . 96
5.6.14 Users LDAP Authentication through Virtual Member Management 96
5.7 Setting the System and Logging properties . . . . . . . . . . . . . . . . . . . . . . . 97
5.7.1 System Properties Application . . . . . . . . . . . . . . . . . . . . . . . . . . . . . 97
5.7.2 Logging Application. . . . . . . . . . . . . . . . . . . . . . . . . . . . . . . . . . . . . . 98
Chapter 6. Configuration . . . . . . . . . . . . . . . . . . . . . . . . . . . . . . . . . . . . . . 101
6.1 Getting started. . . . . . . . . . . . . . . . . . . . . . . . . . . . . . . . . . . . . . . . . . . . . 101
6.1.1 User Management. . . . . . . . . . . . . . . . . . . . . . . . . . . . . . . . . . . . . . 102
6.1.2 Organization and Site setup . . . . . . . . . . . . . . . . . . . . . . . . . . . . . . 103
6.1.3 Initial Configuration and Data import sequence . . . . . . . . . . . . . . . 108
Contents v
Draft Document for Review May 23, 2008 10:14 am 7645TOC.fm
6.2 Reporting. . . . . . . . . . . . . . . . . . . . . . . . . . . . . . . . . . . . . . . . . . . . . . . . . 111
6.2.1 Report Administration . . . . . . . . . . . . . . . . . . . . . . . . . . . . . . . . . . . 111
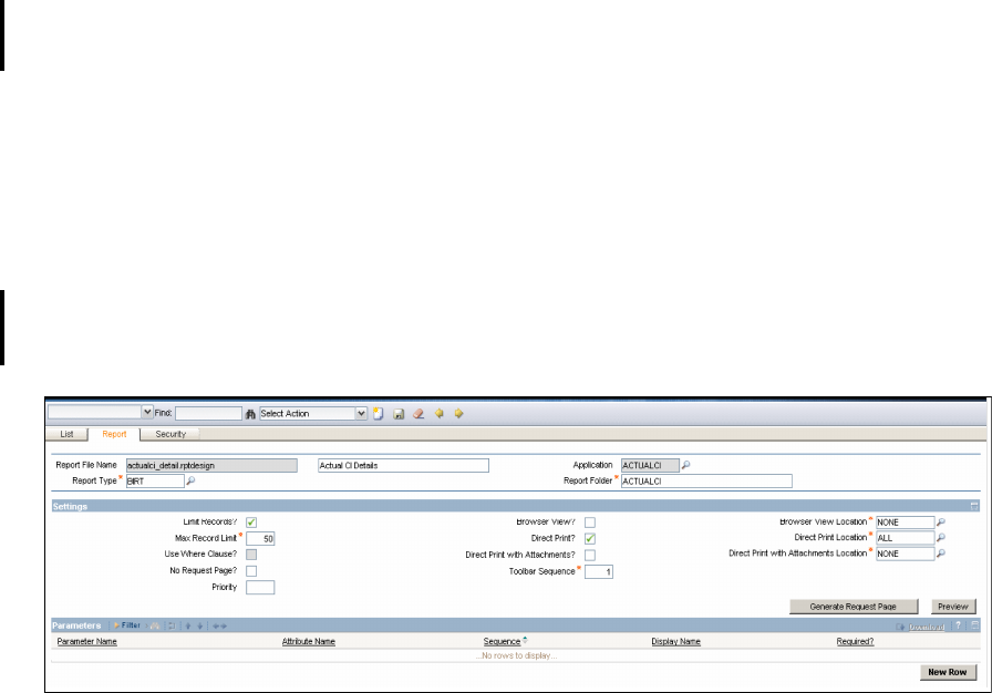
6.2.2 BIRT Configure Reports . . . . . . . . . . . . . . . . . . . . . . . . . . . . . . . . . 112
6.2.3 BIRT Run Reports. . . . . . . . . . . . . . . . . . . . . . . . . . . . . . . . . . . . . . 115
Appendix A. Summary of Maximo Asset Management Essentials modules
and applications . . . . . . . . . . . . . . . . . . . . . . . . . . . . . . . . . . 121
Related publications . . . . . . . . . . . . . . . . . . . . . . . . . . . . . . . . . . . . . . . . . . 131
IBM Redbooks . . . . . . . . . . . . . . . . . . . . . . . . . . . . . . . . . . . . . . . . . . . . . . . . 131
Other publications . . . . . . . . . . . . . . . . . . . . . . . . . . . . . . . . . . . . . . . . . . . . . 131
Online resources . . . . . . . . . . . . . . . . . . . . . . . . . . . . . . . . . . . . . . . . . . . . . . 131
How to get Redbooks . . . . . . . . . . . . . . . . . . . . . . . . . . . . . . . . . . . . . . . . . . . 132
Help from IBM . . . . . . . . . . . . . . . . . . . . . . . . . . . . . . . . . . . . . . . . . . . . . . . . 132
Index . . . . . . . . . . . . . . . . . . . . . . . . . . . . . . . . . . . . . . . . . . . . . . . . . . . . . . . 133
7645TOC.fm Draft Document for Review May 23, 2008 10:14 am
vi Maximo Essentials V7.1 - Implementer’s Guide
Draft Document for Review May 23, 2008 10:14 am 7645spec.fm
© Copyright IBM Corp. 2008. All rights reserved. vii
Notices
This information was developed for products and services offered in the U.S.A.
IBM may not offer the products, services, or features discussed in this document in other countries. Consult
your local IBM representative for information on the products and services currently available in your area.
Any reference to an IBM product, program, or service is not intended to state or imply that only that IBM
product, program, or service may be used. Any functionally equivalent product, program, or service that
does not infringe any IBM intellectual property right may be used instead. However, it is the user's
responsibility to evaluate and verify the operation of any non-IBM product, program, or service.
IBM may have patents or pending patent applications covering subject matter described in this document.
The furnishing of this document does not give you any license to these patents. You can send license
inquiries, in writing, to:
IBM Director of Licensing, IBM Corporation, North Castle Drive, Armonk, NY 10504-1785 U.S.A.
The following paragraph does not apply to the United Kingdom or any other country where such
provisions are inconsistent with local law: INTERNATIONAL BUSINESS MACHINES CORPORATION
PROVIDES THIS PUBLICATION "AS IS" WITHOUT WARRANTY OF ANY KIND, EITHER EXPRESS OR
IMPLIED, INCLUDING, BUT NOT LIMITED TO, THE IMPLIED WARRANTIES OF NON-INFRINGEMENT,
MERCHANTABILITY OR FITNESS FOR A PARTICULAR PURPOSE. Some states do not allow disclaimer
of express or implied warranties in certain transactions, therefore, this statement may not apply to you.
This information could include technical inaccuracies or typographical errors. Changes are periodically made
to the information herein; these changes will be incorporated in new editions of the publication. IBM may
make improvements and/or changes in the product(s) and/or the program(s) described in this publication at
any time without notice.
Any references in this information to non-IBM Web sites are provided for convenience only and do not in any
manner serve as an endorsement of those Web sites. The materials at those Web sites are not part of the
materials for this IBM product and use of those Web sites is at your own risk.
IBM may use or distribute any of the information you supply in any way it believes appropriate without
incurring any obligation to you.
Information concerning non-IBM products was obtained from the suppliers of those products, their published
announcements or other publicly available sources. IBM has not tested those products and cannot confirm
the accuracy of performance, compatibility or any other claims related to non-IBM products. Questions on
the capabilities of non-IBM products should be addressed to the suppliers of those products.
This information contains examples of data and reports used in daily business operations. To illustrate them
as completely as possible, the examples include the names of individuals, companies, brands, and products.
All of these names are fictitious and any similarity to the names and addresses used by an actual business
enterprise is entirely coincidental.
COPYRIGHT LICENSE:
This information contains sample application programs in source language, which illustrate programming
techniques on various operating platforms. You may copy, modify, and distribute these sample programs in
any form without payment to IBM, for the purposes of developing, using, marketing or distributing application
programs conforming to the application programming interface for the operating platform for which the
sample programs are written. These examples have not been thoroughly tested under all conditions. IBM,
therefore, cannot guarantee or imply reliability, serviceability, or function of these programs.

7645spec.fm Draft Document for Review May 23, 2008 10:14 am
viii Maximo Essentials V7.1 - Implementer’s Guide
Trademarks
IBM, the IBM logo, and ibm.com are trademarks or registered trademarks of International Business
Machines Corporation in the United States, other countries, or both. These and other IBM trademarked
terms are marked on their first occurrence in this information with the appropriate symbol (® or ™),
indicating US registered or common law trademarks owned by IBM at the time this information was
published. Such trademarks may also be registered or common law trademarks in other countries. A current
list of IBM trademarks is available on the Web at http://www.ibm.com/legal/copytrade.shtml
The following terms are trademarks of the International Business Machines Corporation in the United States,
other countries, or both:
Redbooks (logo) ®
AIX 5L™
AIX®
DB2®
Enterprise Asset Management®
IBM®
Maximo®
Redbooks®
System z™
Tivoli®
WebSphere®
The following terms are trademarks of other companies:
SAP, and SAP logos are trademarks or registered trademarks of SAP AG in Germany and in several other
countries.
Oracle, JD Edwards, PeopleSoft, Siebel, and TopLink are registered trademarks of Oracle Corporation
and/or its affiliates.
ITIL is a registered trademark, and a registered community trademark of the Office of Government
Commerce, and is registered in the U.S. Patent and Trademark Office.
Acrobat, Adobe, and Portable Document Format (PDF) are either registered trademarks or trademarks of
Adobe Systems Incorporated in the United States, other countries, or both.
J2EE, Java, JavaServer, JDK, JSP, Solaris, Sun, and all Java-based trademarks are trademarks of Sun
Microsystems, Inc. in the United States, other countries, or both.
Active Directory, Expression, Internet Explorer, Microsoft, SQL Server, Windows Server, Windows Vista,
Windows, and the Windows logo are trademarks of Microsoft Corporation in the United States, other
countries, or both.
Intel, Pentium, Intel logo, Intel Inside logo, and Intel Centrino logo are trademarks or registered trademarks
of Intel Corporation or its subsidiaries in the United States, other countries, or both.
UNIX is a registered trademark of The Open Group in the United States and other countries.
Linux is a trademark of Linus Torvalds in the United States, other countries, or both.
Other company, product, or service names may be trademarks or service marks of others.

© Copyright IBM Corp. 2008. All rights reserved. ix
Draft Document for Review May 23, 2008 10:14 am 7645pref.fm
Preface
This book is a guide to assist those interested in implementing Maximo Asset
Management Essentials. It provides general information about the offering and
overviews the planning, installation and initial configuration processes.
An entry-level member of the IBM Maximo Asset Management product family,
Essentials, is ideal for smaller organizations that require a subset of the
extensive range of features in the IBM Maximo Asset Management Product
With Essentials, smaller organizations can take advantage of proven Maximo
Asset Management technology, while also enjoying cost savings.
IBM Maximo Asset Management Essentials enables smaller organizations and
departments to organize, track, and manage their asset and work management
processes, and to implement a maintenance regimen based on industry-leading
technology and best practices.
IBM Maximo Asset Management Essentials is an integrated solution for all
assets. It helps eliminate paper- and spreadsheet-based processes and custom
applications by standardizing on the Maximo unified platform.
Unlike competing solutions that are unable to grow with your organization, forcing
you to throw away your initial expenditure, Essentials allows you to build on your
Maximo investment by leveraging Maximo’s scalable architecture. Maximo Asset
Management Essentials can grow with your company so you can continue to
manage all asset classes and work tasks from a single, unified platform.
The team that wrote this book
This book was produced by a team of specialists from around the world working
at the International Technical Support Organization, Austin Center.

7645pref.fm Draft Document for Review May 23, 2008 10:14 am
x Maximo Essentials V7.1 - Implementer’s Guide
Figure 1 (From l to r ) Abby Fidel, Venkat Ram, Rutger Mons, Melissa Christensen, Nihar
Jain, Vikas Sharma, Bart Jacob
Bart Jacob is a Senior Consulting IT Specialist at IBM® Corp - International
Technical Support Organization, Austin Center. He has over 25 years of
experience providing technical support across a variety of IBM products and
technologies, including communications, object-oriented software development,
and systems management. He joined the ITSO in 1989, where he has been
writing IBM Redbooks® publications and creating and teaching workshops
around the world on a variety of topics. He holds a Masters degree in Numerical
Analysis from Syracuse University.
Melissa Christensen is a Senior Project Manager for EMA, based in California.
Melissa has over 11 years of experience in Project Management, specifically
implementing Tivoli® Maximo®. Melissa holds degrees in both
Anthropology/History and Liberal Studies. Her areas of expertise include Utilities
and Facilities Maintenance Management in both the private and public sectors.
Abesolom ’Abby’ Fidel is a SAP® Production Process certified with over 11
years work in implementing enterprise solution on Unix/Linux® platforms. Abby is
currently employed as Enterprise Solution Consultant for Avenue Business IT
Solutions based out of Ho Chi Minh City, Vietnam. He holds a degree in Physics
and Mathematics. In his spare time, Abby volunteers for Habitat for Humanity
International - Vietnam office.

Preface xi
Draft Document for Review May 23, 2008 10:14 am 7645pref.fm
Nihar Jain is a Techno Functional Consultant with Birlasoft (India) Ltd. He has
over 3 years of experience with Maximo in Asset and Service Management
domain. He holds a degree in Computers and certifications in ITIL® and IBM
Maximo Deployment.
Rutger Mons is a IBM Certified Tivoli Deployment Consultant based at Stork
Asset Management Solutions in the Benelux region.He has close to 9 years of
functional and technical experience in the Maximo field.He holds a diploma in
Financial Management and has various certifications in Project Management and
Programming and is currently completing a degree in Informatics.
Venkatesan Ramamoorthy is an IBM-certified solutions expert with years of
customer implementation experience inside and outside IBM. He is currently a
next generation IT Service Management solution leader in IBM Tivoli. He is ITIL
certified and works closely with customer and globally distributed Maximo teams
in architecting and developing service management solutions. He holds several
patents in his area of expertise.
Vikas Sharma is a Solutions Consultant for Birlasoft Inc, USA. He has around 5
years of experience primarily in designing complex and innovative IT solutions
primarily in the fields of Enterprise Asset Management®, IT Asset and Service
Management. He holds a Masters degree in Computer Applications from IP
University, India. His areas of expertise include Solution Designing, Project
Management, Customer Relationship Management.
Thanks to the following people for their contributions to this project:
Don Busiek, IBM
Dave Calvert, IBM
Tom Davis, IBM
Anthony Honaker, IBM
Sharad Joshi, Birlasoft
Alfons Kemper, Stork - AMS
Michael Kuijl, Stork - AMS
Dean La Porte, IBM
Carlos Marin, IBM
Dan Matlis, Axendia Inc
Colleen McCretton, IBM
John Pasini, EMA Inc
Kumar Rampura, Birlasoft
John Reeve, TAIC
Eyco Rogge, Avenue Business IT Solutions
Tom Sarasin, IBM
Mohamed Skandaji, Groupe Createch
Sampath Sriramadhesikan, IBM
Vikas Srivastava, Birlasoft

7645pref.fm Draft Document for Review May 23, 2008 10:14 am
xii Maximo Essentials V7.1 - Implementer’s Guide
Become a published author
Join us for a two- to six-week residency program! Help write a book dealing with
specific products or solutions, while getting hands-on experience with
leading-edge technologies. You will have the opportunity to team with IBM
technical professionals, Business Partners, and Clients.
Your efforts will help increase product acceptance and customer satisfaction. As
a bonus, you will develop a network of contacts in IBM development labs, and
increase your productivity and marketability.
Find out more about the residency program, browse the residency index, and
apply online at:
ibm.com/redbooks/residencies.html
Comments welcome
Your comments are important to us!
We want our books to be as helpful as possible. Send us your comments about
this book or other IBM Redbooks in one of the following ways:
Use the online Contact us review Redbooks form found at:
ibm.com/redbooks
Send your comments in an e-mail to:
redbooks@us.ibm.com
Mail your comments to:
IBM Corporation, International Technical Support Organization
Dept. HYTD Mail Station P099
2455 South Road
Poughkeepsie, NY 12601-5400

© Copyright IBM Corp. 2008. All rights reserved. 1
Draft Document for Review May 23, 2008 10:14 am 7645introduction.fm
Chapter 1. Introduction
This chapter introduces the basic concepts of Asset Management and how
Maximo Asset Management Essentials as a product can be used as an enabler
for those processes. We also talk about the functional layout of Maximo Asset
Management Essentials.
1.1 Enterprise asset management overview
Enterprise asset management is the process of managing an organization’s
assets throughout their life cycle - right from requisition to retirement. The word
“Enterprise” relates to multiple organizations, departments, functions, and in
some cases can even mean business units. “Assets” in this context can be
defined as any equipment or facility which plays a key role in the core business of
the enterprise. The concept of “Management” is basically applied to improve
utilization and performance of an asset and thereby improve return on investment
(ROI).
Asset life cycle typically contains the following phases
a. Requisition - At this stage some one or some function in an organization
raises a request for an asset. At this stage the asset can be either
procured from a vendor or it can be an inter department transfer.
b. Procurement - The complete purchasing process is the second stage in
the asset life cycle. This process includes creation of purchase requisition,
1

7645introduction.fm Draft Document for Review May 23, 2008 10:14 am
2 Maximo Essentials V7.1 - Implementer’s Guide
creation of request for quotation, generation of purchase order, receiving
an asset at a location and creation of an invoice.
c. Commissioning - At this stage of the asset life cycle, it is assigned to a
location, user or group of users. The cost of operating the asset is now
attributed the owner of the asset. Also, asset availability is now the
responsibility of the owner. This includes maintaining the asset regularly to
ensure the asset is up and running whenever business needs it. The
various activities that are typically undertaken at this point are Work
orders, job plans, safety planning, preventive maintenance, emergency
maintenance and / or seasonal maintenance
d. Retirement - Some enterprises call this decommissioning too, this is the
stage where an enterprise decides to replace or remove the asset.
However, the importance of this stage from an enterprise asset
management perspective is to be able to calculate the residual cost of the
asset and also in certain cases being able to transfer parts of the asset to
another asset. For instance, say few months ago someone just replaced a
critical and expensive part of an asset because of a fault and that part can
now be re-used since it not very old but is expensive.
The concept of Enterprise Asset Management evolved from Computerized
Maintenance Management System (CMMS). An enterprise’s assets are very
critical and with the global competition it s becoming imperative for companies to
maintain and plan various stages of the asset life cycle strategically. Thus, the
reason for having Enterprise Asset Management as a dedicated function within
an organization which encompasses purchasing, engineering, accounting and
maintenance management.
Broadly, the benefits of enterprise asset management can be summarized as:
Cost Reduction
Legal Requirements
Better Planning
Competitive Advantage
Information Availability
1.2 Maximo Asset Management Essentials
IBM Maximo Asset Management Essentials is an asset management system that
provides asset management, maintenance management, inventory
management, purchasing capabilities that help corporations maximize
productivity and increase the life of assets.

Chapter 1. Introduction 3
Draft Document for Review May 23, 2008 10:14 am 7645introduction.fm
This solution is targeted towards small-to-medium businesses who do not have
multiple sites and just need a subset of the core functionality of Maximo. Maximo
Asset Management Enterprise has been a leader in enterprise asset
management for many years. IBM Maximo is the only solution to have been
placed in the EAM Leader’s Quadrant 11 times since 1998.
However, smaller businesses can benefit from the core functionality of Maximo
and do not need an enterprise level solution for asset management. Thus,
Maximo Asset Management Essentials has been created, which is a lighter, less
complex version of Maximo Asset Management Enterprise 7.1. The differences
in functionality will be discussed in subsequent sections of this book.
Maximo allows companies to manage assets by providing information and real
time data thereby enabling creation of a strategy for maintenance management
by information based decision making capabilities, help in predicting impacts of
asset downtime on productivity for all categories of assets.
1.2.1 General Functional Overview
IBM Maximo Asset Management Essentials is an integrated productivity tool and
database that helps you achieve maximum efficiency in asset management by
managing all of your asset types on a single software platform. Built on a service
oriented architecture (SOA), Maximo Asset Management Essentials delivers a
comprehensive view of all asset types, locations, and the work processes which
support them, to provide you with optimal planning, control, audit, and
compliance capability.
The Maximo database provides critical information about asset resources,
including key attributes, their configuration, and their physical and logical
relationships to other resources. You can also include attachments, such as
maps, pictures, and URLs to each record or task to further enhance
communication and productivity.
IBM Maximo Asset Management Essentials allows you to effectively manage
end-to-end asset operations and business processes to deliver efficient and
effective services aligned with your business goals. It provides a comprehensive
and modular approach to integrated asset control and visibility by providing an
enterprise platform for storing standardized data on asset histories to help
integrate people, processes, information, and technology. Maximo Asset
Management Essentials offerings include tools, best practices, and service
offerings for incremental value.
Managing assets through Maximo Asset Management Essentials gives your
business a competitive advantage.

7645introduction.fm Draft Document for Review May 23, 2008 10:14 am
4 Maximo Essentials V7.1 - Implementer’s Guide
1.2.2 Modules
Maximo Asset Management Essentials is a subset of Maximo Asset
Management for Enterprise. Both the products have the same look and feel,
similar navigation and functionality.
The product is composed of Modules, which in turn contain applications or
sub-applications. Users access the lowest level, whether it is an application or
sub-application for functionality.
The Maximo Asset Management Essentials solution has multiple modules to
assist the end user. Six of these key management modules are:
Asset
Work
Service
Contract
Materials
Procurement Management
Together, these modules help you capture and analyze your asset and work data
and help you optimize maintenance and service initiatives throughout your
organization. These six management modules are packaged in an enhanced
service oriented architecture that helps simplify the creation of Web services and
supports additional Web service standards such as WS-Security.
Built on a Java™ Platform, Enterprise Edition (Java EE) component-based
Internet architecture, Maximo Asset Management Essentials fits in any modern
enterprise technology infrastructure and integrates easily with your business
systems. With a significant focus on configuration tooling, such as Application
Designer for modifying the user interface and Database Configuration for adding
new tables, columns and rows. Maximo Asset Management Essentials makes it
easier to tailor the software to your needs without programming. Furthermore,
your configurations are upgraded with the Upgrade Utility, thus keeping you from
being locked in from one application release to another.
Each key module and the business goals for which you can use it are as
described in the following sections.
Asset Management
Achieve the control you need to more efficiently track and manage asset and
location data throughout the asset life cycle.
Track asset detail—including location, work, cost and other attributes and
their histories— over time, to help maximize productivity and extend asset life.

Chapter 1. Introduction 5
Draft Document for Review May 23, 2008 10:14 am 7645introduction.fm
Establish location and asset hierarchies to roll up costs across systems,
subsystems, departments and locations, enabling a better understanding of
the true cost of assets (initial cost, financial value, cost to maintain, and so
on).
Monitor asset and location conditions to enable proactive—rather than
reactive—maintenance that helps reduce unplanned downtime.
Support both conventional and linear assets.
Work Management
Manage both planned and unplanned maintenance activities, from initial work
request and work order generation through completion and recording of actuals.
Work planners can match job tasks to available resources, estimate and obtain
approval of costs, establish priorities, and initiate maintenance activities across
the enterprise. Work management supports your business goals by providing the
following benefits:
Tracking tools enable more detailed analysis of resources, inventory and
equipment use and costs, helping decrease labor and materials costs.
Multiple assets, locations and configuration items are allowed per work order
or ticket. Work management also supports work order tracking, task
sequencing, attaching documents at the task level and generating work
orders from asset information.
A graphical assignment manager helps optimize maintenance schedules and
labor use by assigning the right person with the right skills to the right job.
Preventive maintenance (PM) functionality allows you to put PM schedules in
place with the right job steps and resource requirements, facilitating the
planning as well as the work, to help reduce unplanned downtime and
reactive maintenance.
Newly developed work management tools enable job plan hierarchies,
automated workflow processes, enhanced status control, and support for
linear assets.
Contract correlation links SLAs to vendor contracts, helping you identify
unreliable vendors as well as low-quality products. It also enables you to
reference SLA performance metrics when renegotiating vendor terms.
A terms and conditions library allows you to more consistently apply
standardized policies across the organization.
Automatic notifications and alerts help you meet vendor terms, avoid
penalties and get the most value out of every contract.

7645introduction.fm Draft Document for Review May 23, 2008 10:14 am
6 Maximo Essentials V7.1 - Implementer’s Guide
Materials Management
Know the details—what, when, where, how many, how valuable—about
asset-related inventory and its usage. Materials management functionality
records material movements and adjustments, allowing for real-time inventory
tracking, reporting and auditing. This module also allows embedded images of
an asset to be displayed in the catalog search. You can also use it to:
Track inventory transactions to help streamline parts and materials
management.
Help decrease costs by eliminating excess or obsolete inventory.
Help optimize and plan inventory to more accurately meet maintenance
demand, making the right parts available at the right location when needed.
As a result, you can help reduce stock-outs, inventory shrinkage and carrying
costs, as well as help foster economies of scale through shared resources.
Procurement Management
Support the phases of enterprise-wide procurement, including direct purchasing
and inventory replenishment. You can provide buyers with more extensive
requisition, quotation, vendor, purchase order and contract capabilities, thereby
allowing them to plan work more proactively. Maximo Asset Management
Essentials easily integrates with enterprise business systems from vendors such
as Oracle® and SAP, and also connects to online marketplaces, supplier
systems and exchanges. This module provides:
Vendor management and vendor performance analysis tools that can help
reduce costly off-contract buying, and help verify the reliability of vendors and
the quality of inventory and services.
Automated interval-based, meter-based or event-driven purchasing
capabilities to help you order the right parts and services at the right time,
which can improve purchasing efficiency.
Global purchasing support that can enable group purchasing savings and
efficiencies, and can help lower sourcing costs.
Analysis tools and key performance indicators (KPIs) which measure
procurement performance such as order processing times, invoice accuracy
and order delivery times.
Service Management
Allow end users to submit new service requests, as well as to track and update
open service requests. Though service management is provided as part of the
enterprise version of maximo Asset Management, the Maximo Asset
Management Essentials product does not provide all of this capability.

Chapter 1. Introduction 7
Draft Document for Review May 23, 2008 10:14 am 7645introduction.fm
Contract Management
Have enhanced control over your vendor contracts with this integrated contract
management system. Provide comprehensive contract management support for
purchase, lease, rental, warranty, labor rate, software, master, blanket and user
defined contracts.
1.2.3 Integrating with Existing Enterprise Applications
From a functional standpoint, most businesses already have huge IT
investments. There is often the question - “Does installing Maximo mean I get rid
of existing applications?” The answer is - No. Maximo offers a very robust
integration platform to integrate with any existing applications and maintain a
‘single version of truth’.
Some of the integration with leading enterprise systems are already available in
the form of adapters where as some have to be custom built, as the need may
be. Maximo is a Java based solution with an open architecture and therefore
custom building integrations is not a daunting task.
Maximo Asset Management Essentials provides support for a set of standard
integrations, but does not ship with the capability to customize those adapters or
build new ones. The Integration Framework, previously known as the Maximo
Enterprise Adapter (MEA) be procured as an add-on from IBM to facilitate these
integrations.
7645introduction.fm Draft Document for Review May 23, 2008 10:14 am
8 Maximo Essentials V7.1 - Implementer’s Guide

© Copyright IBM Corp. 2008. All rights reserved. 9
Draft Document for Review May 23, 2008 10:14 am 7645New.fm
Chapter 2. Maximo Asset Management
Essentials 7.1
This chapter provides details of Maximo Asset Management Essentials 7.1 and
an overview of each of the features available for Asset Management. Maximo
Asset Management Essentials is a lighter version of Maximo Enterprise Asset
Management.
An entry-level member of the IBM Maximo Asset Management product family,
Essentials, is ideal for smaller organizations that require a subset of the
extensive range of features in the IBM Maximo Asset Management Product. With
Essentials, smaller organizations can take advantage of proven Maximo Asset
Management technology, while also enjoying cost savings. Small organizations,
with smaller asset management needs are good candidates to choose Maximo
Asset Management Essentials compared to the fully blown enterprise version of
the product which is predominantly implemented for larger organizations with
multiple companies, sites, and process complexity.
The following are the main areas of focus for Maximo Asset Management
Essentials
Optimum for the small-to-medium business
Has a licensing restriction of a maximum of 25 named users.
Limited functions, and therefore reduced implementation planning and
deployment effort.
2

7645New.fm Draft Document for Review May 23, 2008 10:14 am
10 Maximo Essentials V7.1 - Implementer’s Guide
Has enterprise wide capability for asset management with simplicity for a
small medium business
Has straight-forward licensing
Leverages the enterprise architecture and allows for upgrade to enterprise
solution wherever required.
Allows maximum of two languages - Base language +1
Allows maximum of two currencies - Base currency + 1
Advanced applications not included nor available with Essentials:
Workflow
Condition Monitoring
Desktop Requisitions
Financial - Cost Management
Routes
Hazards
Precautions
Lock Out/Tag Out
Safety Plans
Components not available for purchase with Essentials:
Industry Solutions
Spatial
Linear
Calibration
Change and Corrective Action Manager
SLA Manager
ERP Integration (SAP, Oracle)
Customers needing the above functionality must purchase the Maximo Asset
Management Enterprise product.
2.1 Differences with Maximo Asset Management
Enterprise
The following table provides a summary of the various modules, applications and
sub-applications, and identifies those that are included in both the Maximo Asset
Management enterprise version and those in the Maximo Asset Management
Essentials offering.

Chapter 2. Maximo Asset Management Essentials 7.1 11
Draft Document for Review May 23, 2008 10:14 am 7645New.fm
Table 2-1 Summary of modules by offering
Maximo Asset Management
Module Application Sub-Application Enterprise Essentials
Administration Sets Y Y
Organizations Y Y
Calendars Y Y
Resources Labor Y Y
Qualifications Y Y
People Y Y
Person Groups Y Y
Crafts Y Y
Bulletin Board Y Y
Communication
Templa t es
YY
Reporting KPI Manager Y Y
Report
Administration
YY
Conditional
Expression®
Manager
YY
Classifications Y Y
CI Types Y N
Work View Y Y
Assets Assets Y Y
Locations Y Y
Features Y N
Meters Y Y
Meter Groups Y Y
Condition
Monitoring
YN

7645New.fm Draft Document for Review May 23, 2008 10:14 am
12 Maximo Essentials V7.1 - Implementer’s Guide
Failure Codes Y Y
Change Activities and
Tasks
YY
Contracts Purchase
Contracts
YY
Lease/Rental
Contracts
YY
Labor Rate
Contracts
YY
Master Contracts Y Y
Warranty
Contracts
YY
Financial Currency Codes Y Y
Exchange Rates Y Y
Chart of Accounts Y Y
Cost Management Y N
IT
Infrastructure
Configuration
Items
YN
Relationships Y N
Collections Y N
Integration Object Structures Y Y
Publish Channels Y Y
Invocation
Channels
YY
Enterprise
Services
YY
Web Services
Library
YY
End Points Y Y
External Systems Y Y
Maximo Asset Management

Chapter 2. Maximo Asset Management Essentials 7.1 13
Draft Document for Review May 23, 2008 10:14 am 7645New.fm
Logical
Management
Operations
YY
Integration
Modules
YY
Launch in Context Y Y
Message Tracking Y Y
Message
Reprocessing
YY
Inventory Item Master Y Y
Service Items Y Y
Tools Y Y
Stocked Tools Y Y
Inventory Y Y
Issues and
Transfers
YY
Condition Codes Y Y
Storerooms Y Y
Planning Job Plans Y Y
Routes Y N
Safety Hazards Y N
Precautions Y N
Lock Out / Tag
Out
YN
Safety Plans Y N
Preventive
Maintenance
Preventive
Maintenance
YY
Master PM Y Y
Purchasing Purchase
Requisitions
YY
Maximo Asset Management

7645New.fm Draft Document for Review May 23, 2008 10:14 am
14 Maximo Essentials V7.1 - Implementer’s Guide
Purchase Orders Y Y
Receiving Y Y
Invoices Y Y
Request for
Quotations
YY
Companies Y Y
Company Master Y Y
Release Activities and
Tasks
YY
Security Security Groups Y Y
Users Y Y
Self Service Desktop
Requisitions
Create
Requisition
YN
View Requisition Y N
View Templates Y N
View Drafts Y N
Service Requests Create Service
Requests
YY
View Service
Requests
YY
Service Desk Activities and
Tasks
YY
Service Requests Y Y
Ticket Templates Y Y
System
Configuration
Platform
Configuration
System
Properties
YY
Logging Y Y
Domains Y Y
Database
Configuration
YY
Maximo Asset Management

Chapter 2. Maximo Asset Management Essentials 7.1 15
Draft Document for Review May 23, 2008 10:14 am 7645New.fm
Application
Designer
YY
Communication
Templates
YY
Actions Y Y
Roles Y Y
Escalations Y Y
Workflow
Designer
YN
Workflow
Administration
YN
Cron Task Set-up Y Y
E-mail Listeners Y N
Object Structures Y N
Web Services
Library
YY
Launch in
Context
YY
Migration Migration
Manager
YY
Migration Groups Y Y
Object Structures Y Y
Task
Management
Activities and
Tasks
YY
Work Orders Work Order
Tracking
YY
Labor Reporting Y Y
Quick Reporting Y Y
Activities and
Tasks
YY
Assignment
Manager
YY
Maximo Asset Management

7645New.fm Draft Document for Review May 23, 2008 10:14 am
16 Maximo Essentials V7.1 - Implementer’s Guide
Service Requests Y Y
Maximo Asset Management

© Copyright IBM Corp. 2008. All rights reserved. 17
Draft Document for Review May 23, 2008 10:14 am 7645ProjPlan.fm
Chapter 3. Project Planning
This chapter describes various parameters that should be considered in planning
an implementation right from technical options in terms of database, application
server and operating system to required skills. A Maximo Asset Management
Essentials implementation is assumed to be simpler and less time consuming
than an enterprise wide implementation. The underlying assumption in this
chapter is a basic implementation with out of box components for middleware,
database and so on. After reading this chapter, the implementation team should
be able to create a high level project plan with ballpark effort and time estimates
for a typical implementation.
We have not created an implementation plan which fits for each implementation
since all of them are different. Each customer is unique and the requirement set
of each customer differs. However, for the purpose of this chapter and to
maintain simplicity as Essentials is not supposed to be as complex as a Maximo
enterprise implementation, the following parameters have been taken into
consideration:
Infrastructure Selected
– Operating System - Windows®
– Database - DB2®
– Application Server - WebSphere
No integration with other third party systems
Existing data sets for data migration
3

7645ProjPlan.fm Draft Document for Review May 23, 2008 10:14 am
18 Maximo Essentials V7.1 - Implementer’s Guide
Customer will follow processes as the tool guides them
Although the tool also support other operating system, database platforms and
leading application servers, these combinations can greatly impact the project
schedule. These parameters shall be carefully examined during the requirements
gathering.
Keeping the project simple, typically there will be the following phases in an
implementation:
Phase 1: Requirement Gathering and Analysis
Phase 2: Solution Design
Phase 3: Deployment
Phase 4: Testing and Go-Live
Phase 5: Support
The subsequent sections will talk about the people, process and technology that
are required in each of the above phases.
3.1 Required Skills
The project delivery team is most fundamental to success of a project. The exact
number of people required will vary with project, organization experience,
reusable components and methodology. Nevertheless, the people comprising the
team shall be playing the following roles:
Project Manager
The project manager shall perform the following activities:
Own the implementation end-to-end.
Be the single point of contact for the customer
Facilitate customer interactions.
Project status reporting.
Monitor project progress on regular intervals.
Escalate issues to the right people.
Change control agent for scope creep.
Make available resources, man and material, for the project.
Business Analyst
The business analyst is a functional person who understands the product and
also the customer’s domain. This person can speak with the customer in his
language and have the ability to translate customer’s requirements to the
technical team. This is a very key role and is vital to success of the project. The
following are the attributes of this role:

Chapter 3. Project Planning 19
Draft Document for Review May 23, 2008 10:14 am 7645ProjPlan.fm
Domain Knowledge.
Functional knowledge of Maximo.
Working knowledge of UML.
Knowledge of industry best practices to suggest to client.
Solution Architect
The solution architect is the person who designs the complete solution. This
includes the integration with various third party systems. The various attributes
and tasks this role undertakes are:
Strong technical skills on Maximo
The ability to map business processes to technology
Understand functional integration points
Understand technical integration points
Build the overall solution design
Walk the team on how the various aspects of implementation will be achieved
Resolve technical issues
Maximo Developer
This group of people will actually install and configure the software to work in
accordance with the customer’s needs. The major tasks to be performed by the
developers are:
Maximo installation
Configuration of screens, information flow
Work on integration
Develop custom classes, if required
System optimization
Testers
Critical to every project is testing - System Integration, Functional and
Performance. Depending on the complexity of the project this role can be played
by the developer or there can be a specialized group for this. The major tasks
include:
Functional Testing: Testing the flows, communication templates, data flow
between screens and functions for accuracy.
System Integration: Testing the integrations to ensure the data between
systems is flowing accurately.
Performance Testing: This test ensures response times are accurate and the
system is responding in the most optimum way.
Database Administrators
Like any enterprise system, Maximo’s database will be accessed by multiple
people and multiple times. The uptime of the database is very critical and the

7645ProjPlan.fm Draft Document for Review May 23, 2008 10:14 am
20 Maximo Essentials V7.1 - Implementer’s Guide
transaction processing capabilities have to be at their best at all times. The DBA
shall perform the following activities:
Trouble shoot database creation
Database installation if other than DB2
Database optimization
Facilitate Database level integrations with enterprise systems
Application Server Specialist
Depending on choice of application server, WebSphere or WebLogic, part time
involvement of application server specialist or administrator may be required.
This becomes more important if the implementation is complex with many
integrations and in a clustered environment.
Integration Specialist
This is an optional group of people and the size and skill of the integration team
may vary from customer to customer. Some special systems such as SAP,
Oracle and other niche products may require technical experts. Depending on
the project the main task will be to facilitate integration with external systems and
ensure bidirectional movement of data
The above list of various roles is not a permanent fixture for each project. There
can be more roles that are required and more than one person in a role. As
mentioned before each project is different and it is hard to generalize, however,
we have tried to cover most scenarios that we have encountered in our
implementation experiences.
3.2 Solution Description and Assumptions
This section will talk about a high level solution architecture and the standard
assumptions that are taken while project planning.
The following figure represents the Maximo Asset Management Essentials
solution architecture.

Chapter 3. Project Planning 21
Draft Document for Review May 23, 2008 10:14 am 7645ProjPlan.fm
Figure 3-1 Solution architecture
Maximo being a browser based application can be accessed remotely.
The three layers above can be complicated depending on a customer’s
requirements and network set-up. All or some of the Modules of Maximo Asset
Management Essentials may be implemented. The integration layer separates
the enterprise applications from the core Maximo engine.
Some standard assumptions while project planning are:
The software is procured prior to project initiation
There are three environments - Development, Testing and Production
The application server, database server and reporting engine are all kept in
separate physical servers
Customer shall own any configurations required in the enterprise systems to
facilitate integrations
Customer’s involvement during the initial project stages is pretty high because
a lot of the functional and business process knowledge specific to the
customer needs to transferred to the implementation team
7645ProjPlan.fm Draft Document for Review May 23, 2008 10:14 am
22 Maximo Essentials V7.1 - Implementer’s Guide
There is a management buy-in for this project.
A dedicated single point of contact and project manager is appointed from the
customer to manage interactions with end users
Historic data migration can be done by implementation team but data
cleansing and scrubbing needs to be owned by the customer.
3.3 Task Break Down
The standard phases of a Maximo Essentials implementation project are:
Phase 1: Requirement Gathering and Analysis
Phase 2: Solution Design
Phase 3: Deployment
Phase 4: Testing and Go-Live
Phase 5: Support
The key activities in each of the phases are explained in the following sections.
Phase 1: Requirement Gathering and Analysis
Roles Involved: Project Manager, Business Analyst, Solution Architect
Key Activities:
Understand current business processes for
– Maintenance Management,
– Procurement,
– Inventory Management
– Asset Management
Document pain areas with existing business processes
Demo the vanilla product
Understand and document the end goal and vision of the customer
Document ‘To-Be’ business processes for each of the functions mentioned
above
Analyze the points of integration
Analyze the current data sources
Creation of a SRS (Software Requirements Specification) document
Phase 2: Solution Design
Roles Involved: Project Manager, Business Analyst, Solution Architect

Chapter 3. Project Planning 23
Draft Document for Review May 23, 2008 10:14 am 7645ProjPlan.fm
Key Activities:
Identify module requirements
Identify configuration requirements in terms of:
–Roles
– Security groups
– Escalations
– Communication Templates
– Work Order Templates
– Job plans
–SLAs
– Vendors and Contracts
– Screen configurations
– GL Codes
Create a detailed implementation plan
Identify methodology for integration
Identify scripting or manual data migration approach from identified data
sources
Create a solution architecture diagram
Phase 3: Deployment
Roles Involved: Project Manager, Solution Architect, Maximo Developers
Optional Roles: DBA, Application Server Specialist (depending on environment)
Key Activities:
This phase consists of the following activities:
Software Installation
– Install the various components if doing a Manual install
– Run the launchapd for an automated install
– Test if the installation is successful
The software installation will be different for various deployment topologies -
single server, multi-server, clustered environment. It will also depend on what
infrastructure is selected.
Software Configuration
– Basic operation configuration which includes, but is not limited to:
• Creation of organization
• Creation of locations
• Creation of GL Codes

7645ProjPlan.fm Draft Document for Review May 23, 2008 10:14 am
24 Maximo Essentials V7.1 - Implementer’s Guide
• Creation of users, roles and security groups
• Configure role based start centers
• Creation of Job plans, work orders
– Configuration of the tool to map to business processes which includes, but
is not limited to:
• Addition or deletion (as the case may be) of fields on screen and
database
• Create communication templates
• Create escalation points and define SLAs in the system
• Create and test data migration scripts
• Migrate data from its existing source to Maximo
• Build integration interfaces - either using custom code or MEA (as the
case may be)
• Creation and deployment of reports
Phase 4: Testing and Go-Live
Role Involved: Project Manager, Solution Architect, Testers, Maximo Developers
Optional Roles: DBA, Application Server Specialist
Key Activities:
Testing
The first key task is migration from development environment to test
environment. Depending on the customer’s environment and the complexity of
implementation, customer may decide to use automated tools for testing or a
manual approach, nevertheless all or some of the following types of testing
needs to be carried out:
– Functional Testing
• Test validations in new fields
• Test emails being sent on escalations
• Test accuracy of data flowing between modules in the system
• Test data accuracy in reports
– System Integration Testing
• Test accuracy of data coming from external systems
• Test accuracy of data going into external systems
• Scenario testing to ensure there is nothing that affects availability of
any system
– Performance Testing
• Page Load time
• Peak load

Chapter 3. Project Planning 25
Draft Document for Review May 23, 2008 10:14 am 7645ProjPlan.fm
• Concurrent users
• Transaction processing time with database and external data sources
Go-Live
– Plan cut-over strategy
– Migration to production environment
– Execute each of the above test cases introduction environment to ensure
zero-performance glitch in the live environment
– Training needs to be provided to all or some of the users. Recommended
approach is ‘Train-the-Trainer’. Training to 3 types of users:
• End Users: Functional training to the user community on how to use
various functional aspects of the software. This can be done with
focussed groups or general groups depending on how the client
organization is structured
• Role Based Training: This training is specific to certain groups. Support
Purchase Administrator, Supervisor and so on, on how they can
approve or disapprove certain tasks, manage their queue and so on
• Administrative Training: Once the implementation team walks out, there
has to be an internal designated person to manage the system. This
person will be responsible for system availability, creation of new
reports, enhancements, adding users, roles security groups and so on.
Phase 5: Support
Key Roles: Project Manager, Maximo Developers
Optional Roles: Business Analyst, Solution Architect
Key Activities:
Some organizations do not have strong IT presence and opt for the
implementation team to provide continued system support. The basic tasks the
support team has to perform are, but are not limited to:
– Manage system availability
– Make enhancements to accommodate evolving business processes
– Create and deploy new reports
– Build new integrations
– Capacity planning for additional users and or organizations
The above five phase methodology is generic but includes most of the basic
activities that need to be considered and planned for in an implementation.
However, what the section does not include is how and what is the customer’s

7645ProjPlan.fm Draft Document for Review May 23, 2008 10:14 am
26 Maximo Essentials V7.1 - Implementer’s Guide
involvement at each stage. For each of the above mentioned phases, the
expectations from the customer are given in the below table
Table 3-1 Expectations from the customer
Phase Expectations from the Customer
Requirement Gathering and
Analysis
Assign a single point of contact from within
Explain the project vision, short term and
long term objective
Facilitate meetings with individual process
owners
Facilitate meetings with tool owners
Procure hardware and software required for
the project
Review documentation
Solution Design Review solution architecture
Review documentation and project plan
Deployment Provide hardware and software
Provide administrative access to systems
wherever required
Monitor project progress
Participate in reviews
Testing and Go-Live Provide test and production environment
Provide data for User Acceptance Testing
Facilitate in UAT
Attend training
Provide man and material resources
required for training
Support Define support scope of work boundaries
Review support plan and SLAs

© Copyright IBM Corp. 2008. All rights reserved. 27
Draft Document for Review May 23, 2008 10:14 am 7645SolEnv.fm
Chapter 4. Solution Environment
Maximo Asset Management Essentials requires multiple software servers that
can be installed on separate, dedicated server machines (for best performance),
or the same physical server. The different components of the Maximo Asset
Management Essentials environment are listed below:
Database: The Maximo database serves as the repository for all CI
information.
Application Server: Maximo Asset Management Essentials is built using
Java 2 Enterprise Edition (J2EE™) technology, which requires a commercial
application server, such as IBM WebSphere® Application Server. The
Application Server consists of Maximo Asset Management Essentials
applications using JavaServer™ Pages (JSP™), XML, and Maximo Asset
Management Essentials-application-specific business components.
HTTP server: A separate, dedicated HTTP server can be configured to work
with the J2EE application server.
Directory server: A directory server can be configured to work with Maximo
Asset Management Essentials to maintain lists of users and groups for
security purposes.
Administrative system: The administrative system is used to deploy Maximo
Asset Management Essentials. After the initial deployment, the administrative
system is used to make updates or changes to the deployment. Changes to
the Maximo Asset Management Essentials deployment typically require that
4

7645SolEnv.fm Draft Document for Review May 23, 2008 10:14 am
28 Maximo Essentials V7.1 - Implementer’s Guide
Maximo Asset Management Essentials Enterprise Archive (EAR) files be
rebuilt, which can only be done from the administrative system.
The administrative system can only be implemented as a Windows system.
4.1 Hardware and Software Requirements
Maximo Asset Management Essentials hardware and software requirements are
listed below. Each product version listed reflects the minimum requirement for
use with Maximo Asset Management Essentials. Maximo Asset Management
Essentials components are designed to run within 32-bit environments only, with
the exception of AIX® 5.3 which is a 64-bit environment.
Maximo Asset Management Essentials supported software can be run on any
hardware platform supported by the database software listed in the Software
column, provided the system is hosting a supported operating system, listed in
the Operating System column. If available, the Maximo Asset Management
Essentials administrative workstation and systems hosting Maximo Asset
Management Essentials middleware can support IPv6 network configuration.
Browser
Maximo Asset Management Essentials supports Microsoft® Internet
Explorer® version 6 and above.
Database
Software Operating System
DB2 UDB 9.1.3 or v8.2.8
Oracle 9.2.0.8,Oracle 10.2.0.3 or
Oracle 10.1.0.5, Standard or
Enterprise version
Microsoft SQL Server® 2005 SP2,
Standard or Enterprise version.
Refer to Vendor Specifications

Chapter 4. Solution Environment 29
Draft Document for Review May 23, 2008 10:14 am 7645SolEnv.fm
Directory server
Software Operating System
The following products can serve as the
Directory server component of a Maximo
Asset Management Essentials 7.1
deployment.
IBM Tivoli Directory Server v6.1 FP1
Microsoft Windows Server® 2003
SP2 Active Directory®
Microsoft Active Directory Application
Mode (ADAM) is not supported.
Windows Server 2003 SP2 (Standard,
Enterprise or DataCenter) (32-bit,
64-bit)
Windows Vista® (Business,
Enterprise, Ultimate) (32-bit, 64-bit)
Windows XP Professional SP2 (32-bit,
64-bit)
Red Hat Enterprise Linux v4
(Enterprise or Advanced) (update 4+5
or later) (Intel®) (32-bit)
IBM AIX 5L™ V5.3 ML level 5300-06
SuSE Linux (SLES) 9.0 Enterprise
Server System z™ SP4 or later
(manual install only)

7645SolEnv.fm Draft Document for Review May 23, 2008 10:14 am
30 Maximo Essentials V7.1 - Implementer’s Guide
J2EE Application Server
This is where you install WebSphere Application Server and where Maximo
Asset Management Essentials runs
Administrative system
Hardware Software
2-4 dedicated Intel-based Pentium®
processors
2 GB RAM per processor
1.5 GB or greater of disk space for
Maximo and Java/Web Server
components
Windows Server 2003 (Standard,
Enterprise or DataCenter) (32-bit,
64-bit)
IBM AIX5.3 or 6.1
Red Hat Enterprise Linux 4 and 5 (x86
and x64 processor-based systems)
SuSE Linux (SLES) 9.0 Enterprise
Server System z SP4 or later (manual
install only)
Note: Although Maximo Asset
Management Essentials supports the
following operating systems, if you are
using IBM DB2 Universal database with
Maximo Asset Management Essentials
7.1, you cannot use either of the following
operating systems on your application
server:
HP-UX 11i v2 (PA-RISC
processor-based systems
Sun™ Solaris™ version 9 or 10
(SPARC processor-based systemsv
IBM WebSphere Network Deployment
6.1.0.11 (provided by IBM
Corporation)
BEA Weblogic 9.2.2 (provided by
Customer)
Hardware Software
Intel-based Pentium processor
1GB RAM
SVGA 1024 x 768 resolution; if used
for Application Designer 1280 x 1024
resolution
Windows Vista (Business, Enterprise,
Ultimate) (32-bit, 64-bit)
Windows XP Professional SP2 (32-bit,
64-bit)
Adobe® Acrobat® Reader 6.0

Chapter 4. Solution Environment 31
Draft Document for Review May 23, 2008 10:14 am 7645SolEnv.fm
Client system
4.2 Typical deployment environments
Maximo Asset Management Essential can be deployed primarily in two different
topologies with in an enterprise.
4.2.1 Single-server
The single-server topology consists of loading all Maximo Asset Management
Essentials components onto one machine. This would be done typically for
proof-of-concept purposes, as a demonstration, or as a learning environment.
For managing enterprise assets and processes, you would typically implement a
multi-server topology.
The following figure details the Application Server MXServer running Maximo
Asset Management Essentials on a single physical machine.
Hardware Software
Intel-based Pentium processor
1GB RAM
SVGA 1024 x 768 resolution
Windows Vista (Business, Enterprise,
Ultimate) (32-bit, 64-bit)
Windows XP Professional SP2 (32-bit,
64-bit)
Adobe Acrobat Reader 6.0 and above

7645SolEnv.fm Draft Document for Review May 23, 2008 10:14 am
32 Maximo Essentials V7.1 - Implementer’s Guide
Figure 4-1 Single Server Deployment
4.2.2 Multi-server
The multi-server topology consists of splitting Maximo Asset Management
Essentials components across several different machines. This is beneficial as it
optimizes resource use and decreases each system’s workload. This type of
deployment would be typical for production use within an enterprise.
Maximo Asset Management Essentials should be deployed on multiple machines
in order to provide load balancing, availability, reuse, and redundancy. This is the
recommended deployment topology for a production environment.
When contemplating your deployment strategy, you must determine if it will
include systems already established in your network. Implementing Maximo
Asset Management Essentials by installing all new components using the
Maximo Asset Management Essentials middleware and Maximo Asset
Management Essentials installation programs will simplify the deployment. If you
plan to reuse or migrate resources that already exist in your network, make
adjustments to your rollout plan to allow time for things such as bringing the
existing resources to version levels that are compatible with Maximo Asset
Management Essentials.
In a disparate environment, the collection of machines in this deployment could
be a mixture of Windows and UNIX® machines. Only the Administrative system
must be hosted on a Windows system.

Chapter 4. Solution Environment 33
Draft Document for Review May 23, 2008 10:14 am 7645SolEnv.fm
Following figure displays the typical multi-server deployment environment.
Figure 4-2 Multi-Server Deployment
A typical deployment life cycle might begin with a single-server topology that
would move through phases of demonstration, functional proof-of-concept, and
testing integration within the existing environment, and then gradually move
towards a pilot multi-server environment before finally implementing a production
deployment within the enterprise.
4.3 Sizing Considerations
Sizing hardware for an application is a very critical task. One of the major
objectives of sizing is to get right performance and the other is being able to
support the enterprise's growth in terms of number of users for the application.
Capacity Planning and Availability management are two important functions that
need to be considered while sizing hardware for an application. Following are the
few factors that one should consider for hardware sizing.
Cron Task: Cron tasks are behind-the-scene jobs set to run automatically
and on a fixed schedule. These jobs might process a number of records
depending on the nature of the job. As the complexity and number of these
jobs increases they consume a lot of resources and therefore become an
important point for hardware sizing.

7645SolEnv.fm Draft Document for Review May 23, 2008 10:14 am
34 Maximo Essentials V7.1 - Implementer’s Guide
Integrations: There can be multiple integration points in an implementation
like HRMS, Invoicing, and Finance. and these can be both inbound as well as
outbound. Only the generic integration adapters are available with Maximo
Asset Management Essentials.
Modules: Not all the implementations comprise of usage of each and every
module within Maximo Asset Management. This may depend on the business
process of the organization and if there are any existing maintenance
management software in place.
Level of Customization: The customization of different applications may
vary from minor field re-labeling to cloning an entire application. Before the
implementation begins, the implementation team should calculate the
deviation of standard Maximo application from the requirements in place to
decide on the necessary hardware to support this.
Reports: Reporting is an important component of any Maximo
implementation. Management takes all the business decisions based on the
data that is produced to them in the form of reports which is extracted using
highly complex methods and scripts from the database. The number of such
reports makes a huge impact on the performance of the system.
Language: Depending on the different languages that need to be supported
by the system the complexity increases. System needs to ensure that data is
stored in supported languages and when it is being displayed on the user
interface it is in the language of the logged in user. Maximo Asset
Management Essentials supports only the Base Language +1.
Add-ons: All the Add-ons that the implementation might require should be
identified and listed to ensure that hardware sizing is done taking into account
these as well.
Link Documents: If the organization decides to configure link documents
and use this feature as a practice, then it should be ensured that the servers
have necessary storage space and also attaching the documents is not
creating storage and retrieval performance issues.
4.4 Maximo Asset Management Essentials Supported
Platforms
Refer to the table below to find the supported platforms by IBM Maximo Asset
Management Essentials.
Maximo 6.1 Maximo 6.2.1 Maximo 7.1
Operating Systems

Chapter 4. Solution Environment 35
Draft Document for Review May 23, 2008 10:14 am 7645SolEnv.fm
AIX 5.2 (32 bit) x x
AIx 5.3 (32 bit) x x x
AIX 5.3 (64 bit) x x x
Solaris 9 (Sparc) x x x
Solaris 10 (Sparc) x x x
HP-UX 11i v1 (PA-RISC) x
HP-UX 11i v2 (PA-RISC) x
Windows Server 2000 x x
Windows Server 2003 Enterprise Edition x x
Windows Server 2003 Enterprise x64 Edition x x
Red Hat Enterprise Linux 3 (x86, 32 bit) x x
Red Hat Enterprise Linux 4 (x86, 32 bit) x
Red Hat Enterprise Linux 4 (zLinux) x
Red Hat Enterprise Linux 5 (x86, 32 bit) x
Application Server
IBM WebSphere 6.0 x x
IBM WebSphere 6.1 x
BEA WebLogic 8.1 x x
BEA WebLogic 9.2 x
Databases
IBM DB2 UDB 8.2 for Linux, UNIX and Windows x x
IBM DB2 UDB 9.2 for Linux, UNIX and Windows x
Oracle 9i v2 x x x
Oracle 10 Rel1 x x x
Oracle 10 Rel2 x x x
Microsoft SQL Server 2000 x x
Microsoft SQL Server 2005 (32bit) x x x
Maximo 6.1 Maximo 6.2.1 Maximo 7.1

7645SolEnv.fm Draft Document for Review May 23, 2008 10:14 am
36 Maximo Essentials V7.1 - Implementer’s Guide
Microsoft SQL Server 2005 (64bit) x x
Browsers & Client Operating Systems
Internet Explorer 6.0.x x x
Internet Explorer 7.0.x x x
Windows Vista x
Windows XP Pro(Client) x x x
Report Writers
Actuate iServer 8 x x
Actuate iServer 9 (for existing users only) x
BIRT 2.1.2 x
Maximo 6.1 Maximo 6.2.1 Maximo 7.1

© Copyright IBM Corp. 2008. All rights reserved. 37
Draft Document for Review May 23, 2008 10:14 am 7645install.fm
Chapter 5. Installation
In this chapter we will discuss installation of the pre-requisite middleware, the
Maximo base set of services (sometimes referred to as the Tivoli Process
Automation Platform) and the Maximo Asset Management Essentials-specific
process solution package.
Our examples will based on the following software components:
– Windows 2003 Server
– WebSphere 6.1 Application Server
– DB2 Database Platform
– Maximo Asset Manager Essentials 7.1 application
Though our examples will primarily demonstrate a single server environment, we
realize most production environments will be (and should be) comprised of
multiple servers. The process is much the same, and we will highlight those
areas where a variation in the process might exist.
For more information refer to the following installation guides:
Installation Guide IBM WebSphere Application Server (MAM
Essentials71_install_was.pdf)
Installation Guide BEA WebLogic Server (MAM Essentials71_install_bea.pdf)
5

7645install.fm Draft Document for Review May 23, 2008 10:14 am
38 Maximo Essentials V7.1 - Implementer’s Guide
5.1 Pre-Installation checklist
Before we start, we need to re-assess our pre-installation checklist carefully
consider the following:
5.1.1 Hardware/Software considerations
Before proceeding with installation please ensure that the system configuration
adheres to the required specifications as laid out by IBM and mentioned in the
previous chapter
5.1.2 Verifying the DVD Content
The following DVDs contain files for the Maximo Asset Management Essentials
product:
Maximo Asset Management Essentials V7.1
Contains:
Launchpad
Maximo Asset Management Essentials middleware installer
Maximo Asset Management Essentials installer, IBM Agent Controller
installer
Maximo Asset Management Essentials language pack installation program
for Windows 2003.
Middleware for Windows 2003
Contains prerequisite middleware software for Windows 2003.
Middleware for Red Hat Linux V4 and V5
Contains prerequisite middleware software for Red Hat Linux version 4.
Middleware for AIX V5.3 and V6.1
Contains prerequisite middleware software for AIX version 5.3.
Maximo Asset Management Essentials V7.1 Quick Start
Contains copies of the Quick Start guide in all languages and a copy of the
information center.

Chapter 5. Installation 39
Draft Document for Review May 23, 2008 10:14 am 7645install.fm
5.1.3 Backup/Snapshot Management
It is recommended to take a backup of your system before installing any Maximo
Asset Manager 7.1 component on your system. Notably there is no automated
uninstall feature supplied with IBM Tivoli Maximo Asset Manager 7.1. If the
installation fails at any point, you need to restore your system from the backup or
reinstall the respective OS on your machine.
5.1.4 JDK/JRE
It is recommended to have IBM Java 5.1 installed on your system.When
implementing BEA WebLogic you will be required to have the update SUN JDK™
1.5.0 version installed.
5.1.5 Internet Browser
Maximo Asset Manager Essentials 7.1 currently supports Firefox and Mozilla
internet browsers on Linux and Internet Explorer on Windows.
5.1.6 Disabling the firewall
This procedure describes how to disable the firewall if one is present on the
system. You must disable the firewall for the system to which you are installing
Maximo Asset Management Essentials middleware. You must disable the firewall
prior to using the Tivoli middleware installer.
The firewall must be disabled on the following platforms.
–Windows
–Linux
5.1.7 Deleting the TEMP and TMP user environment variables
The existence of the TEMP and TMP user variables can cause errors with the
installation of DB2 on a Windows system. Prior to using the Tivoli middleware
installer to install DB2, you must remove these variables for the user ID that will
perform the installation. These are user environment variables that must be
deleted, not system variables. To remove the TEMP and TMP user variables on a
Windows system, complete the following steps:
1. Access the System Properties dialog by right-clicking the My Computer icon
on your desktop and selecting Properties.

7645install.fm Draft Document for Review May 23, 2008 10:14 am
40 Maximo Essentials V7.1 - Implementer’s Guide
2. From the System Properties dialog, first select the Advanced tab, and then
click Environment Variables.
3. In the User variables section, select TEMP, and then click Delete. Repeat the
process for the TMP variable.
4. Click OK.
5. Exit the System Properties dialog by clicking OK.
5.1.8 Verifying the required rpm-build package is installed
This procedure describes how to verify that the rpm-build package is installed on
Linux. This package must be installed before you run the Tivoli middleware
installer. This applies only if you are installing on Linux. To verify that the
rpm-build package is installed, perform the following steps:
1. 1. Run rpm -qa | grep build
2. If the command returns a value like "rpm-build-4.3.3.-18_nonptl", the
rpm-build package is installed. If nothing is returned, you must install the
rpm-build package which is located on disk 3 (of 5) of the Red Hat Essentials
Advanced Server version 4 installation CDs using the rpm tool with the -i
option
5.1.9 Setting the ulimit
This section details how to set the ulimit in Linux, which is used to define user
system and process resource limits. For Linux systems, you must set the ulimit
for the system prior to using the Tivoli middleware installer. To set the ulimit,
complete the following steps: 1. From a command line, type ulimit -f unlimited 2.
From a command line, type ulimit -n 8192If you set the ulimit in the .profile for
root, the ulimit setting will apply to all processes. Setting the swap size
Maximo Asset Management Essentials can be a resource-intensive application.
It is recommended that you configure and tune your system for maximum
performance. This section details how to set the size of the swap space used in
Linux systems. Typically, the swap size set for Linux systems should be
equivalent to twice the amount of physical RAM in the machine. Additional swap
space can be made available to the system by:
increasing the size of the existing swap partition
creating a new, additional swap partition
creating a swap file

Chapter 5. Installation 41
Draft Document for Review May 23, 2008 10:14 am 7645install.fm
Refer to the product documentation for your Linux distribution for more
information.
5.1.10 Setting shared memory
This section details how to set a minimum shared memory value in Linux. For
Linux systems, you must set a minimum shared memory value for the system
prior to using the Tivoli middleware installer. To set the minimum shared memory
value, complete the following steps:
From a command line, type sysctl -w kernel.shmmax and determine if the
value is less than 268435456 bytes (256Mb).
If you need to increase the value, from a command line, type sysctl -w
kernel.shmmax=268435456.
Update the value in /etc/sysctl.conf.
5.1.11 Enabling remote configuration
If you plan to take advantage of the Maximo Asset Management Essentials
installation program feature that automates the configuration of Maximo Asset
Management Essentials middleware, you must enable a Remote Execution and
Access (RXA) service for each system on which you intend to install Maximo
Asset Management Essentials middleware. RXA requires that the target system
enable at least one of the protocols supported by RXA, which include rsh, rexec,
SSH and Windows SMB. Before you start the Maximo Asset Management
Essentials installation program, ensure that one of these protocols is running and
will accept remote logins using a user name and password configured on the
target machine
If the remote system is a Windows machine, you must configure RXA to work
over SMB. For Windows machines, you cannot use Cygwin ssh. If Cygwin is
present on the Windows machine, the installation will fail. Default installations of
AIX systems might not include a suitable protocol and will need to have RXA
compatible protocols enabled. RXA does not support accessing network drives
on the local or remote system.
5.2 Installation flowchart
The flowchart shown in Figure 5-1 on page 43 defines the installation flow
required to successfully install IBM Tivoli Asset Management for IT. There is a
Launchpad utility that will lead you through the installation of various components
of the product. In general, there are three phases of the installation:

7645install.fm Draft Document for Review May 23, 2008 10:14 am
42 Maximo Essentials V7.1 - Implementer’s Guide
1. Installing the required middleware
Through the launchpad, you can install an appropriate configuration of
WebSphere, DB2 and Tivoli Directory Server. Though you can change default
parameters, if you take the default options, the installation of these
middleware components through the launchpad is simple and straightforward.
2. Installing the base services
There are a set of common base services that provide the general functions
for all Maximo-based applications. These base services comprise a set of
modules that reside on an application server. The two supported application
servers are:
– BEA WebLogic
– IBM WebSphere
and utilize any the following database platforms:
–DB2
– Oracle
– SQL Server 2005
3. The third phase of the installation is to enable or add the Maximo Asset
Management Essentials specific package solutions to the base services
installed in step 2. Again, the launchpad will guide you through this process,
helping ensure that all appropriate parameters are specified for your target
environment.
Note: If you used the Launchpad to install the middleware, then the launchpad
will ‘remember’ the configuration that was installed and utilize that to simplify
the installation of the base services.
If you installed the middleware separately and/or used other products namely
Oracle/SQL Server or BEA Weblogic, then you can still use the Launchpad,
but will have to specify the appropriate parameters for the middleware
environment you have installed.

Chapter 5. Installation 43
Draft Document for Review May 23, 2008 10:14 am 7645install.fm
Figure 5-1 Installation Flowchart
In the above diagram, the Maximo Asset Management Essentials installation
relates to the installation of base services compoents of Maximo, now called
Tivoli Process Automation Platform (TPAP), that are the common facilities used
by this and other Maximo applications. The Process Solution Package, is the
piece that enables the application specific (in this case Maximo Asset
Management Essentials) functions on top of the base services.
Middleware Installation
•Database Server
•J2EE Server
Tivoli Process Automation
Platform Installation
• Maximo Application
Process Solution Package
Installation
•Maximo Essentials License
enabler
Maximo Essentials
Language pack installation
Post installation tasks
Note: Based on defined topology, all components can be installed on
same or different machines
* Launchpad not available on AIX
Prepare the Topology
Topology Plan
Pre-Installation Checklist
Automatic
Manual
Legend
*Launchpad
/GUI Manual

7645install.fm Draft Document for Review May 23, 2008 10:14 am
44 Maximo Essentials V7.1 - Implementer’s Guide
5.3 Middleware Installation
The first step in the installation is to ensure all the necessary middleware is
installed and properly configured.The following sections describe how to do this.
5.3.1 Installing middleware overview
Before you can install IBM Maximo Asset Management Essentials, there are
several middleware products that must be deployed.
Specifically, you must install and deploy the following software:
Database server
Maximo Asset Management Essentials uses the Maximo database to store
details about the attributes and history of each configuration item and the details
about the relationships between configuration items.
You can manually install a new instance of DB2 UDB 9.1, or use a preexisting
instance of DB2 UDB 8.2 or DB2 UDB 9.1, or install and configure Oracle 10 or
MS SQL Server 2005 for your Maximo Asset Management Essentials
deployment.
Directory server
The directory server is used to secure the Maximo Asset Management
Essentials J2EE application. You have the choice of configuring a preexisting MS
Active Directory server. Note,this installation step is applicable only if you are
enabling J2EE security.
J2EE server
The J2EE server is the application server used to serve and manage the Maximo
Asset Management Essentials application.You must have an instance of BEA
WebLogic Server or IBM WebSphere installed in your environment.
The Maximo Asset Management Essentials product provides a Middleware
Installer, that will provide a standard installation of the middleware listed above
with minimal effort. It installs the following versions of middleware:
1. DB2
– DB2-ESE_9.1.0
– DB2-ESE_9.1.0_FP4
2. IBM Agent Controller
– Rational®-AgentController_7.0.3.1

Chapter 5. Installation 45
Draft Document for Review May 23, 2008 10:14 am 7645install.fm
3. Tivoli Directory Server
– TIV-DirectoryServer_6.1.0
– TIV-DirectoryServer_6.1.0_FP0001
4. WebSphere V 6.1
– WS-ESS_6.1_GA
– WS-WAS_IHS_6.1.0_FP13
– WS-WAS_ND_6.1.0.13_Custom_ISCAE71
– WS-WAS_ND_6.1.0_Supplemental
– WS-WAS_Plugins_6.1.0_FP13WS-WAS_UpdateInstaller_6.1.0_FP13
This middleware installer could be used on different systems to install the
individual components, thus simplifying the install of a multi-server environment.
The following section will describe the use of the middleware installer on a single
system.
You don’t have to use the middleware installer. You can install the middleware
through normal methods. You will need to do this, if you plan on using other
vendors products or different versions than listed above. We will not discuss
considerations for manual installation of the middleware in this book. Please refer
to the appendix to look at the manual configuration of Maximo Asset
Management Essentials on the IBM WebSphere platform. For more details or
other platforms please refer to the following install guides:
Installation Guide IBM WebSphere Application Server
(mam71_install_was.pdf)
Installation Guide BEA WebLogic Server (mam71_install_bea.pdf)
Note, you can also refer to the Maximo Asset Management Essentials installation
guide for details of using the middleware installer. The following section
summarizes the steps you will perform to install the middleware:
Using the Middleware Installer
To install the prerequisite middleware products for Maximo Asset Management
Essentials, follow these steps:
1. Login as a user with administrative authority.
2. Launch the Tivoli middleware installer from the launchpad (included on the
distribution media).
On Windows navigate to the root directory of the product disc or the
downloaded installation image, and run the following command:
launchpad.exe. On Linux or other platforms, the program will be named
similarly.

7645install.fm Draft Document for Review May 23, 2008 10:14 am
46 Maximo Essentials V7.1 - Implementer’s Guide
On Linux navigate to the root directory of the downloaded installation image
and run following command:
chmod -R +755 *
./launchpad.sh
You will be led through a series of screens including language selection,
welcome, license agreement and so on.
Be aware that the installation images for the middleware must be available
and may be located on another DVD within your product media. During this
installation process you will be prompted for the location of the middleware
images.You will also be prompted for information such as the workspace to be
used by the middleware installer.
3. From the Deployment Choices panel as shown in Figure 5-2, select the
features to deploy on this machine, and then click Next. Choices include:
Database Server: The Maximo Asset Management Essentials database is
used to store information about Assets.
J2EE Server: The J2EE server is used to host and manage the Maximo
Asset Management Essentials application. If you choose to only install the
J2EE server portion of the middleware, you will be prompted to supply the
directory server you will use to secure it. Your choices will be to secure with
an existing instance of IBM Tivoli Directory Server, or an existing instance of
Microsoft Active Directory.
Directory Server: Data maintained by the directory server is used to secure
Maximo Asset Management Essentials.
Note, for a multiple server environment, you could launch this installer on
separate systems and choose to install individual middleware components on
the individual systems.
Important: The launchpad can be run on either Windows or Linux. However,
oonly the options to install the middleware will function on both platforms. The
options to install the Maximo components will only work from the launchpad
when running on Windows.
Basically, the deployment of the Maximo components requires the dynamic
building of .EAR and other support files. These processes currently only work
on a Windows platform. If they are to be installed on a Linux target, then the
launchpad (running on Windows) will communicate to the target system and
direct the install of the .EAR and other files through the remote connection.

Chapter 5. Installation 47
Draft Document for Review May 23, 2008 10:14 am 7645install.fm
Figure 5-2 Middleware features selection
4. If you are not using IBM Tivoli Directory Server not implementing directory
services de-select the Directory Server check box.
5. From the Deployment Plan Summary window, click Next to configure the
parameters displayed. The deployment plan is generated and you will be
provided details about the plan.

7645install.fm Draft Document for Review May 23, 2008 10:14 am
48 Maximo Essentials V7.1 - Implementer’s Guide
Figure 5-3 Deployment Plan with Directory services selected
6. From the Credentials panel, enter the Username and Password you will use
to deploy the plan with, and then click Next.
You can choose to enable the option of using the same password as the
default user password value in all panels of the Tivoli middleware installer.
This provides a common password for all of your middleware components
installed through this process.

Chapter 5. Installation 49
Draft Document for Review May 23, 2008 10:14 am 7645install.fm
Figure 5-4 Middleware Password Selection
At this point, you will be presented with a series of pre-filled in panels with default
values for each of the middleware components that you are installing. For simple
environments, you can take the defaults and move through these panels quickly.
If you have special requirements, such as non-standard port numbers, userids,
and so on, then you can make the appropriate changes. The following table,
includes a summary of the parameters that you will be presented.
Parameter Default Value (if any)
Install location Enter the location to install
DB2.
C:\Program Files\IBM\SQQLIB
DB2 Administration Server username db2admin
DB2 Administration Server password
Fenced user (Linux only)
Maximo Asset Management Essentials
database instance name
ctginst1
Database port 50005
Database instance username
Instance username password
DB2 administrators group DB2ADMNS

7645install.fm Draft Document for Review May 23, 2008 10:14 am
50 Maximo Essentials V7.1 - Implementer’s Guide
DB2 users group (Windows only) DB2USERS
Location to install IBM Tivoli Directory
Server.
C:\Program Files\IBM\LDAP\V6.1 Default
is /opt/IBM/ldap/V6.1
Administrator distinguished name: Default for all platforms is cn=root.
Administrator password
Organizational unit: Default for all platforms is ou=SWG.
Organization and country suffix: Default for all platforms is o=IBM,c=US.
Directory server port: Default for all platforms is 389.
Directory server secure port Default for all platforms is 636.
Administration port Default for all platforms is 3538.
Administration secure port Default for all platforms is 3539.
TDS Database name Default for all platforms is security.
Instance name Default for all platforms is idsccmdb.
Port Default for all platforms is 50006.
Instance user password
LDAP Host Name
Directory server port Default is 389.
LDAP base entity Default is ou=SWG,o=IBM,c=US
User suffix Default is
ou=users,ou=SWG,o=IBM,c=US
Group suffix Default is
ou=groups,ou=SWG,o=IBM,c=US
Organization Default is ou=SWG,o=IBM,c=US
WebSphere Application Server Bind
distinguished name
Default is cn=root
Bind password
Install location Windows: Default is C:\Program
Files\IBM\WebSphere\AppServer Linux:
Default is
/opt/IBM/WebSphere/AppServer
Parameter Default Value (if any)

Chapter 5. Installation 51
Draft Document for Review May 23, 2008 10:14 am 7645install.fm
7. Specify the location of the Maximo Asset Management Essentials middleware
images, and then click Next.
– Copy the middleware install images from the source media to a specified
directory. Select this option to copy the Maximo Asset Management
Essentials middleware images from the product media to a directory that
you will specify.
– Specify a directory containing all the required middleware install images.
Select this option if you intend to specify a filesystem directory that already
contains all of the Maximo Asset Management Essentials middleware
installation images.
WebSphere Administration username Default for all platforms is wasadmin.
WebSphere Administration password
Deployment Manager profile name Default for all platforms is ctgDmgr01.
Application server profile name Default for all platforms is ctgAppSrv01.
Cell name Default for all platforms is ctgCell01.
Deployment Manager node name Default for all platforms is
ctgCellManager01.
Application server node name Default for all platforms is ctgNode01.
Update Installer install location . Windows: Default is C:\Program
Files\IBM\WebSphere\UpdateInstaller
Linux: Default is
/opt/IBM/WebSphere/UpdateInstaller
HTTP Server Windows: Default is C:\Program
Files\IBM\HTTPServer Linux: Default is
/opt/IBM/HTTPServer
HTTP port Default for all platforms is 80.
Admin Server port Default for all platforms is 8008.
HTP server Profile name Default for all platforms is ctgAppSvr01.
this value cannot be changed
IBM Agent Controller Install location Windows: Default is C:\Program
Files\IBM\AgentControllerLinux: Default
is /opt/IBM/AgentController
Parameter Default Value (if any)

7645install.fm Draft Document for Review May 23, 2008 10:14 am
52 Maximo Essentials V7.1 - Implementer’s Guide
Figure 5-5 Middleware Installer Image
8. For Linux Only, the Middleware installer will create number of temporary files
and will extract the middleware images to a temporary directory. Specify a
directory or accept the default /tmp.
9. From the Deployment Plan Operation panel, select Deploy the plan, and
then click Next. You can also elect to make changes to the deployment plan
or parameters you have previously configured from this panel.
Tip: Make sure /tmp or specified location has enough disk space.

Chapter 5. Installation 53
Draft Document for Review May 23, 2008 10:14 am 7645install.fm
Figure 5-6 Manage Middleware Deployment Plan
10.From the Deployment Plan and Parameter Configuration summary panel,
review the contents of the summary, and then click Deploy to initiate the
installation and configuration of the middleware you selected.

7645install.fm Draft Document for Review May 23, 2008 10:14 am
54 Maximo Essentials V7.1 - Implementer’s Guide
Figure 5-7 Middleware Deployment Plan
11.Once the deployment completes successfully, click Finish to exit.

Chapter 5. Installation 55
Draft Document for Review May 23, 2008 10:14 am 7645install.fm
Figure 5-8 Middleware Installation completed
5.3.2 Tivoli middleware installer logs
Tivoli middleware installer log files are located in the workspace directory that
was defined in the Tivoli middleware installer. The different types of log files are
described below.
User interface logs
The logs generated by the Tivoli middleware installer user interface are located in
the workspace directory. The mwi.log file is the high-level log file that was
generated by the most recent invocation of the Tivoli middleware installer. If an
error occurs, examine this log file first. An entry in this log file may direct you to a
lower-level log file. Log files named mwi.logX, where X is a number, are copies of
the mwi.log file from earlier invocations of the Tivoli middleware installer So, for
example, mwi.log0 is produced after the first invocation of Tivoli middleware
installer, mwi.log1 is produced after the second invocation of Tivoli middleware
installer, and so on.

7645install.fm Draft Document for Review May 23, 2008 10:14 am
56 Maximo Essentials V7.1 - Implementer’s Guide
Logs for steps run by the user interface
In addition to collecting input from the user, the user interface of the Tivoli
middleware installer also performs several system checks. Examples of system
checks run by the user interface runs include: v dependency checking to ensure
the operating system meets the deployment requirements v inventorying the
software on the system to locate existing instances of middleware products
deployed by the Tivoli middleware installer v checking the available disk space to
ensure there is enough for the deployment
Each of these checks is produced in the form of a step so that it can also be run
as part of the deployment plan. When the user interface runs a step, it copies the
step into a subdirectory of the workspace directory. The log files generated by a
step are located in the same subdirectory and follow the same pattern as a step
that is run as part of the deployment plan.
Deployment plan logs
The deployment plan is located in the directory <Workspace
Directory>/hostname/deploymentPlan, where hostname is the hostname of the
current system. Each time the deployment plan is used to install or uninstall
middleware products, a process ID is assigned and log files are generated.
The log files for the deployment plan are located in the subdirectory
logs/processID. The primary log file for the deployment plan is
DeploymentPlan.log, a high-level log file that lists the steps invoked as part of the
deployment plan.
Machine plan logs
The machine plan is located in the directory <Workspace
Directory>/hostname/deploymentPlan/MachinePlan_hostname. The log files for
the machine plan are located in the logs subdirectory. The primary log files for
the machine plan are named MachinePlan_hostname_processID. These log files
contain the output generated by ANT when running the machine plan ANT script.
Deployment plan logs
Each step in the deployment plan is located in a directory named <Workspace
Directory>/hostname/deploymentPlan/MachinePlan_hostname/stepNum_stepID
where stepNum is the sequence number of this step in install processing order of
the deployment plan and stepID identifies the step. The log files for the step are
located in the logs subdirectory.
Some steps may provide a message log file named stepID_processID.message,
which contains a few entries that summarize the result of invoking the step. All
steps will provide a trace log file named stepID_processID.log, which contains

Chapter 5. Installation 57
Draft Document for Review May 23, 2008 10:14 am 7645install.fm
many entries, usually including information about the input parameters and the
substeps invoked.
Logs for substeps
Each step contains one or more substeps. The substeps perform the actual
install, uninstall and checking work for the Tivoli middleware installer.
Each substep is located in the directory <Workspace
Directory>/hostname/deploymentPlan/MachinePlan_hostname/stepNum_stepID
/operation/substepNum_substepID, where operation is the ANT target in the step
ANT script that invokes this substep. substepNum is the sequence number of this
substep in the processing order of the step, and substepID identifies the substep.
Typical values for operation are install, uninstall, and check.
The log files for the substep are usually located in a subdirectory named
processID/logs. Log files generated by the native middleware installation
programs will also be kept here.
5.4 Installing Maximo corfe components (TPAP)
This section describes the process to install the core maximo function, formerly
known as Maximo Base Serverces and now called Tivoli Process Automation
Platform through the launchpad.
5.4.1 Maximo Asset Management Essentials Installation Overview
This procedure explains how to use the Maximo Asset Management Essentials
installation program to install Maximo. In addition to configuring new instances of
Maximo middleware products installed by the Tivoli middleware installer, the
Maximo Asset Management Essentials installation program can configure
existing instances of prerequisite products, including those from other vendors,
that you wish to use with Maximo.
The instructions provided are for either a single or multiple machine installation
using default values and assume that you choose to have the Maximo Asset
Management Essentials installation program automatically configure middleware
across multiple machines to work with Maximo.
If you do not allow the Maximo Asset Management Essentials installation
program to automatically configure middleware, it will still perform programmatic
checks to verify that the documented manual steps were performed properly.

7645install.fm Draft Document for Review May 23, 2008 10:14 am
58 Maximo Essentials V7.1 - Implementer’s Guide
If any errors are encountered, a dialog box detailing the error will appear. You will
not be permitted to continue in the Maximo Asset Management Essentials
installation task until the errors are resolved. The Maximo Asset Management
Essentials installation program can only be run from a Windows-based system.
5.4.2 Maximo Asset Management Essentials Installation
Avoid using localhost for host name values in the install program. Specify the
actual fully qualified host name of the system for all host name values. To install
Maximo Asset Management Essentials base services, follow these steps:
1. Login as a user with administrative authority. Launch the Tivoli middleware
installer from the launchpad. In the launchpad navigation pane, click Install
the Product → Maximo Asset Management Essentials.
2. You will now be presented with a series of screens prompting you for
parameters related to your middleware environment. If you used the
middleware installer, then most of these parameters will be pre-filled. If you
installed your middleware manually, you will need to provide the appropriate
values for each of the middleware components.
3. A special installation application (called Install Anywhere) will be installed and
initiated for installing the rest of the components. Install Anywhere is based on
IBM’s Autonomic installation technology, which helps drive complex,
multi-step installations.
4. You will be prompted information related to your middleware environment. If
you had used the Middleware installer, you will be prompted to use the
configuration information that was saved by the middleware installer to
automatically prefill many of these parameters.
From the Import Middleware Configuration Information panel, specify that
you want to use the field values you input into the Tivoli Middleware installer
as default values for those same fields in the Maximo Asset Management
Essentials installation program.
– The middleware default information will not be used if you select the
Simple deployment path.
–Host name: Enter the host name of the system where the Tivoli
middleware installer was run.
–User ID: Enter the User ID that was used to run the Tivoli middleware
installer.
–Password: Enter the password of the User ID that was used to run the
Tivoli middleware installer.
–Workspace Location: Enter the location of the topology file that contains
the values entered for the Tivoli middleware installer. This file is found in

Chapter 5. Installation 59
Draft Document for Review May 23, 2008 10:14 am 7645install.fm
the workspace that was defined during the Maximo middleware installation
task. For example, C:\ibm\tivoli\mwi\workspace. Click Next
5. From the Choose Deployment panel, select the Custom deployment
topology, and then click Next.
Select Simple if you want to deploy all Maximo Asset Management Essentials
components on a single system. This deployment option is typically only used
for demonstration, proof-of-concept, or training purposes.
Select Custom if you wish to deploy Maximo Asset Management Essentials
components across several systems. This deployment option is typically used
in a production environment. In our example, we chose Custom to allow us to
specify a different host name for the database server, as if we were installing
in a multi server environment
.
From the Automate Database Configuration panel, select Automate database
configuration if you would like to have the database automatically created, and
then click Next. If you choose not to automate the database creation then this
step assumes you have already created a database instance, a database,
tablespaces, a user, and schema for use with Maximo Asset Management
Essentials. If you have not manually configured the database prior to selecting
Choose Install Folder By default, this value is
C:\IBM\SMP.
Description
Maximo Database Type DB2 Select the database vendor/product. Each
database will have its own unique set of
configurable parameters and values.
DB2 Host name Enter the host name of the machine hosting
DB2.The host name must be fully qualified.
Port The default is 50005.
Database Name The default database
name is maxdb71.
The database will be created if it does not
already exist.
Instance Enter the name of the database instance to
be used with Maximo. After you have entered
configuration information for the database
that was selected, the Maximo Asset
Management Essentials installation program
will connect to the database server to validate
the information you have entered.
Database User ID
Database Password

7645install.fm Draft Document for Review May 23, 2008 10:14 am
60 Maximo Essentials V7.1 - Implementer’s Guide
Do not automate database configuration from within the Maximo Asset
Management Essentials installation program, the installation will check to see if
you have not completed these pre-install tasks and you will be reminded to
complete them prior to restarting the Maximo Asset Management Essentials
installation program.
Figure 5-9 Automate Database Configuration
6. DB2 Database Information: Enter the Windows services user ID and
passwords only if the DB2 Server is installed on a Windows machine, click
Next.

Chapter 5. Installation 61
Draft Document for Review May 23, 2008 10:14 am 7645install.fm
Figure 5-10 DB2 Administration
7. From the Database Configuration panel specify the table space
configuration properties if the DB2 database will be automatically created

7645install.fm Draft Document for Review May 23, 2008 10:14 am
62 Maximo Essentials V7.1 - Implementer’s Guide
Figure 5-11 DB2 Tablespace
8. From the Maximo Application Server Type panel select the relevant
application server you wish to deploy your Maximo application on, choose
IBM WebSphere Application Server, click Next

Chapter 5. Installation 63
Draft Document for Review May 23, 2008 10:14 am 7645install.fm
Figure 5-12 Maximo Application Server Type
9. From the WebSphere Connectivity panel, enter host information about the
WebSphere server, and then click Next.
–Host name: Enter the fully-qualified host name of the system hosting
WebSphere. Alternatively, you can provide the IP address for the system.
–SOAP port: Enter the SOAP port of the WebSphere system. The default
value for this field is 8879

7645install.fm Draft Document for Review May 23, 2008 10:14 am
64 Maximo Essentials V7.1 - Implementer’s Guide
Figure 5-13 WebSphere Connectivity
10.From the Remote Access Authorization panel, enter authorization
information for WebSphere configuration, and then click Next.
Operating system user ID: Enter a valid user ID that will allow the Maximo
Asset Management Essentials installation program to access the system that
is hosting WebSphere. This user ID should have administrative rights on the
machine you are accessing.
Operating system password: Enter the password for the system user ID.

Chapter 5. Installation 65
Draft Document for Review May 23, 2008 10:14 am 7645install.fm
Figure 5-14 WebSphere Remote Access Authorization panel
11.From the Automate WebSphere configuration panel, select Automate
WebSphere configuration, and then click Next. If you choose not to have the
Maximo Asset Management Essentials installation program automatically
configure the middleware, you will have had to configure WebSphere
manually prior to the installation of Maximo. Configuration tasks include
creating a profile, running WebSphere as a Windows service, copying the
WebSphere keystore file from the machine where WebSphere is installed to
the administrative workstation, setting up JMS queues, and so on.

7645install.fm Draft Document for Review May 23, 2008 10:14 am
66 Maximo Essentials V7.1 - Implementer’s Guide
Figure 5-15 Automate WebSphere configuration
12.From the WebSphere Deployment Manager configuration panel, enter values
for the following fields, and then click Next.
–WebSphere installation directory: Enter the directory where WebSphere
is installed on the host system. Windows On Windows, this value might be
C:\Program Files\IBM\WebSphere\AppServer Linux On Linux, this value
might be /opt/IBM/WebSphere/AppServer.AIX On AIX, this value might be
/usr/AppServer HP-UX On HP-UX, this value might be /AppServer Sun
Solaris On Sun Solaris, this value mightAppServer.
–User: Enter the administrative user ID used to Default for all platforms is
wasadmin.
–Password: Enter the password for the administrative WebSphere server.
–Profile name: Enter the name of the WebSphere profile. Default for all
platforms is ctgDmgr01.

Chapter 5. Installation 67
Draft Document for Review May 23, 2008 10:14 am 7645install.fm
Figure 5-16 WebSphere Deployment Manager configuration
13.From the WebSphere Application Server Configuration panel, enter the
following information, and then click Next.
–Web server port: Enter the Web server port used by WebSphere. Default
for all platforms is 80
–Web server name: Enter the name of the Web server. Default for all
platforms is webserver1
–Node name: Enter the name of the WebSphere node containing the
application server. Default for all platforms is ctgNode01.:
–Cluster name: Enter the name of the WebSphere cluster containing the
application server. Default for all platforms is MAXIMOCLUSTER. The
cluster name is optional. The cluster and application server will be created
if they do not exist.

7645install.fm Draft Document for Review May 23, 2008 10:14 am
68 Maximo Essentials V7.1 - Implementer’s Guide
Figure 5-17 WebSphere Application Server Configuration
14.From the Security panel, indicate whether application server security should
be enabled automatically, and then click Next.
Note: This step is only applicable if you are implementing the Tivoli Directory
Server or Microsoft Active Directory server for security.

Chapter 5. Installation 69
Draft Document for Review May 23, 2008 10:14 am 7645install.fm
Figure 5-18 Security
15.From the Integration Adapter JMS Configuration panel, enter the following
information, and then click Next.
–JMS DataSource name: A JMS server requires a DB2 data repository to
be configured to maintain messages. Enter the name of the database to
be used by JMS. Default is intjmsds. Select whether the JMS datastore
should be persisted.
–Persist JMS messages: Select this option of you want the Maximo Asset
Management Essentials installation program to set the JMS
implementation to persist messages.
–Do not persist JMS messages: Select this option if you do not want the
Maximo Asset Management Essentials installation program to set the JMS
implementation to persist messages automatically. A database will not be
used to persist messages. If you later decide that you would like to persist
JMS messages, you will have to configure the JMS implementation
manually.

7645install.fm Draft Document for Review May 23, 2008 10:14 am
70 Maximo Essentials V7.1 - Implementer’s Guide
Figure 5-19 Integration Adapter JMS Configuration
16.From the Input Summary panel, review the information you have provided to
the Maximo Asset Management Essentials installation program, and then
click Next.

Chapter 5. Installation 71
Draft Document for Review May 23, 2008 10:14 am 7645install.fm
Figure 5-20 Input Summary
17.From the Pre-Installation Summary panel, review the installation information
presented, and then click Install. The installation task will begin. Progress
can be monitored by viewing messages displayed above the progress bar.
Click Next.
The installation will now take place, and may take quite some time. (The
duration of the install is mostly dependant on the physical capacity of the
server you are installing the base services on.) in our test environment, it took
1-2 hours.

7645install.fm Draft Document for Review May 23, 2008 10:14 am
72 Maximo Essentials V7.1 - Implementer’s Guide
Figure 5-21 Pre-Installation Summary
18.You will be prompted to install additional language packs over and above the
base language. Click No.

Chapter 5. Installation 73
Draft Document for Review May 23, 2008 10:14 am 7645install.fm
Figure 5-22 Language Support
19.From the Install Complete panel, click Done.Once the Maximo Asset
Management Essentials installation program has completed installation and
configuration tasks, it will exit. Logs can be found at <MAM_Home>/logs.

7645install.fm Draft Document for Review May 23, 2008 10:14 am
74 Maximo Essentials V7.1 - Implementer’s Guide
Figure 5-23 Install Complete
5.4.3 Post Maximo Asset Management Essentials base services
installation
1. Before logging into the newly installed Maximo Asset Management Essentials
application, go to your windows services and ensure that the relevant
services are started. These services are:
– DB2 COPY Services
– DB2 Governor
– DB2 License Server
– DB2 Management Service
– DB2 Remote Command Server
– DB2 Security Server
– DB2DAS
– IBM HTTP Server 6.1
– IBM HTTP Administration 6.1
– IBM WebSphere Application Server V6.1
– IBM WebSphere Application Server V6.1 Node Agent
– IBM Rational Agent Controller
– IBM Tivoli Directory Admin Daemon V6.1

Chapter 5. Installation 75
Draft Document for Review May 23, 2008 10:14 am 7645install.fm
– IBM Tivoli Directory Server Instance V6.1
2. Although not required, you can optionally start the node agent as a Windows
service.
To create a node agent as a Windows service, perform the following on the
WebSpheree application server:
– Open a command prompt
– Change directory to <WAS_HOME>\bin
– Run the following command (as a single line):
WASService add NodeAgent serverName nodeagent profilePath
C:\Program Files\IBM\WebSphere\AppServer\profiles\ctgAppSrv01
wasHome <C:>\IBM\WebSphere\AppServer logRoot
<C:>\IBM\WebSphere\AppServer\logs\nodeagent logFile
<C:>\IBM\WebSphere\AppServer\logs\nodeagent\ startServer.log
restart true
– Close the Command Prompt.
3. Once all the relevant services are started up login to the URL
http://servername:9080/maximo and see if you connect to the Maximo
Asset Manager
Figure 5-24 Maximo Asset Manager Login page
Tip: When having implemented the Tivoli Directory Server take note that if you
haven’t resumed your Tivoli services you might not be able to access the
WebSphere console as the administrator username and password has not
been validated. Make sure your service is running.

7645install.fm Draft Document for Review May 23, 2008 10:14 am
76 Maximo Essentials V7.1 - Implementer’s Guide
5.5 Process solution package installation
Process solutions are versioned software components. The process solution
installation programs support a variety of software life cycle operations that may
be applied against process solutions.
A process solution package is a self-contained ZIP file of installation artifacts and
deployment logic that can be deployed using the process solution installation
program. Installation artifacts are the files and content that are installed into your
Maximo environment to enable the services management functionality of the
Process Manager Product or Integration Module. The deployment logic are the
actions that are carried out in order to deploy the process solution into the
Maximo environment. Typically, these actions include building and deploying
J2EE applications, running database scripts that load the process solution
content into the Maximo database, and adding users and groups for security.
Additionally, optional sample data can be installed.
The Base Install operation installs and deploys a new process solution into your
Maximo environment. Once installed, a process solution may be updated in
several ways.
The process solution installation programs are able to process the following
package types:
Base Install Package - Required to install a new process solution using the
Base Install operation.
Incremental Update Package - Required when performing an Upgrade
operation.
Fix Package - Required when applying an interim fix to a process solution.
Full Update Package - Used to perform a Base Install operation if no instance
of the process solution is currently installed or it may be used to perform an
Upgrade operation on a currently installed process solution. The process
solution installation programs ensure that the appropriate package type is
processed for any given operation.
5.5.1 Pre-Process solution package installation checklist
When you perform a deployment operation using the process solution installation
program, you are running actions that modify the configuration and content of
your J2EE, database, and directory middleware servers. The following steps
should be reviewed before invoking the process solution installation program.

Chapter 5. Installation 77
Draft Document for Review May 23, 2008 10:14 am 7645install.fm
Have Middleware Login Information Available
The process solution installation program requires access to middleware servers
in order to automate the deployment of the process solution package. You will
need to know the administrative user IDs and passwords for the impacted
middleware servers. The actual middleware servers whose login information is
required will depend on the process solution package being installed. The
process solution installation program ensures that any required login information
is specified before continuing with the deployment operation.
Backup Middleware Servers and Administrative Workstation
You should create backups for impacted J2EE, database, and directory servers
before you deploy a process solution package using the process solution
installation program.
Ensure Middleware Servers Are Started
Start any impacted middleware servers before running the process solution
installer.
5.5.2 Enable Maximo Asset Management Essentials License
Only after installing the Process solution package will you be entitled to use
Maximo according to the license you have purchased. Complete the following
steps to install a process solution package into Maximo using the process
solution installation wizard:
1. From the Launchpad, launch the process solution installation program by
clicking the link under 3. Enable Maximo Asset Management Essentials
License for usage. The Process Solution Installation Install Anywhere
Installer executes on the Maximo administrative workstation. The launch
script is deployed and configured by the Maximo Asset Management
Essentials installation program.
In our case, the PSI package selected is a base install of the Maximo Asset
Management Essentials 7.1 package. The process solution installation
program performs a series of validation checks to verify that the package you
selected is valid. The system is checked to ensure that the package has not
already been deployed.
Author Comment: All of the screen images in this section need to be replaced with
those for Maximo Asset Management Essentials. Functionally, they are identical to thos
shown here, but will have a different title referring to the Esssentials product.

7645install.fm Draft Document for Review May 23, 2008 10:14 am
78 Maximo Essentials V7.1 - Implementer’s Guide
2. Allow the package to be validated, click Next.
Figure 5-25 Package Validation
3. From the Middleware Login Information panel, enter the credentials for which
you are being prompted, and then click Next. Once you have entered the
requested user IDs and passwords, the process solution installation wizard
will validate the credentials by connecting to the middleware servers using the
supplied credentials.

Chapter 5. Installation 79
Draft Document for Review May 23, 2008 10:14 am 7645install.fm
Figure 5-26 Middleware Login information-WebSphere Admin

7645install.fm Draft Document for Review May 23, 2008 10:14 am
80 Maximo Essentials V7.1 - Implementer’s Guide
Figure 5-27 Middleware Login information-WebSphere Remote
4. After the credentials have been verified, a Package Options panel is
displayed that details the deployment options that the package supports.
Leave both the Supported Package Options boxes unchecked to have the
EAR files deployed and Maximo database updated by the process solution
installation program and click Next.
Supported Package Options Definitions:
– Defer Maximo Application Redeployment
If you intend to apply more than one package solution select this checkbox
by doing so you will only redeploy the ear files once after all the package
solutions have been installed
– Defer the update of the Maximo Database
If you intend to apply more than one package solution select this checkbox
by doing so you will only update the database once after all the package
solutions have been installed

Chapter 5. Installation 81
Draft Document for Review May 23, 2008 10:14 am 7645install.fm
Figure 5-28 Package Options
5. From the Pre-Install Summary panel, review and verify the information
displayed, and then click Next.
6. At this point, the process solution installation program begins the package
installation process. The Deployment progress panel will inform you of the
deployment progress of the installation.

7645install.fm Draft Document for Review May 23, 2008 10:14 am
82 Maximo Essentials V7.1 - Implementer’s Guide
Figure 5-29 Deployment Progress
7. When the installation has completed successfully, from the Package
Successfully Deployed panel, click Done to exit the process solution
installation wizard. If there is a package failure, a message will be displayed
for the step that failed.You might see an installation progress bar displayed
briefly after you click Done. The Process Solution Installation Wizard is
actually terminating and no installation activities are being performed. The
deployment of the Process Solution Package you were installing has already
completed and the progress bar can be safely ignored.

Chapter 5. Installation 83
Draft Document for Review May 23, 2008 10:14 am 7645install.fm
Figure 5-30 Package Successfully Deployed
5.6 Post Installation Tasks
Prior to assuming the configuration stage of your Maximo Asset Management
Essentials deployment, take the time to ensure that the basic installation is
functional, to confirm this read through the following section and verify and adjust
where necessary:
5.6.1 Ensure all relevant Maximo services are running
Before you can attempt to access Maximo, ensure that all the relevant services
are running:
Tip: It is recommended you document all you findings carefully and
meticulously. Once all your tasks have been completed, store all your
installation instructions and properties for future reference.

7645install.fm Draft Document for Review May 23, 2008 10:14 am
84 Maximo Essentials V7.1 - Implementer’s Guide
5.6.2 Ensure connectivity to the Maximo Asset Management
Essentials application
Once you have successfully resumed the requested services, ensure
connectivity by accessing the login panel and logging into the Maximo Asset
Manager.
The default Maximo system administrator user ID and passwords are as follows
User ID :maxadmin
Password:maxadmin
Tip: From Windows Services, set the following services to automatic startup:
DB2 COPY Services
DB2 Governor
DB2 License Server
DB2 Management Service
DB2 Remote Command Server
DB2 Security Server
DB2DAS
IBM HTTP Server 6.1
IBM HTTP Administration 6.1
IBM WebSphere Application Server V6.1
IBM WebSphere Application Server V6.1 Node Agent
IBM Rational Agent Controller
IBM Tivoli Directory Admin Daemon V6.1
IBM Tivoli Directory Server Instance V6.1
If you’re running a demo Maximo Asset Manager installation on limited
resources, for example, a labtop or a virtual machine, it is recommended that
you do not run the above specified services as automatic but rather keep
these services configured to start manually.
Tip: It is highly suggested for the system administrator to change their
password on a regular interval. Also, if the maxadmin user is administering on
a multi-language implementation, take careful to note in which locales he is
applying the changes. Aim wherever possible to remain and administer in the
base language.

Chapter 5. Installation 85
Draft Document for Review May 23, 2008 10:14 am 7645install.fm
5.6.3 Ensure the Language pack installation is functional
To determine if the language pack installation is successful ensure you can login
into the various languages listed on your Maximo login page. Carefully assess if
all the language packs are installed as planned. If some of your languages are
not installed carefully re-assess and implement those languages.
5.6.4 Ensure Client Connectivity
As the Maximo Asset Manager has a client-server infrastructure, it is imperative
to verify accessibility from the clients who will be accessing Maximo. Ensure the
users can access the login page of Maximo. There are a list of client
hardware/software considerations that have also to be assumed to confirm this
task.
5.6.5 Report Administration
Prior to the configuration phase of the deployment, carry out the following report
administration checks.
Generate Request pages
Request pages are the parameter inputs required for each report. Before the
reports can be accessed from with Maximo the request pages have to be
generated.
1. Login into Maximo as the System Administrator
2. From the Start Center navigate to the Go To function and select
Administration → Reporting Administration.
Tip: Refer to Chapter 4 for information regarding Hardware and Software
requirements.

7645install.fm Draft Document for Review May 23, 2008 10:14 am
86 Maximo Essentials V7.1 - Implementer’s Guide
Figure 5-31 Reporting Administration
3. In the center of the page you will see a button called Generate Request
Pages, click Generate Request Pages.
Figure 5-32 Generate Request pages success
At this stage the request pages have been successfully generated.

Chapter 5. Installation 87
Draft Document for Review May 23, 2008 10:14 am 7645install.fm
Generating report output
As a best practice, assess to see whether the reports generated successfully.
During the Maximo Asset Management Essentials installation process the default
report tool Birt is automatically configured to run reports from within Maximo. In
the next few steps we will test and run a standard report.
1. Login into Maximo
2. From the Start Center navigate to the Go To function and select
Administration → Resources → Labor
Figure 5-33 Labor
From the Labor application,click Select Actions → Run Reports.
Note: Generating the request pages is a step you will only need to execute
when having created a new installation or having uploaded a new report, it is
advisable that this step is done when other users have logged out of the
system.

7645install.fm Draft Document for Review May 23, 2008 10:14 am
88 Maximo Essentials V7.1 - Implementer’s Guide
Figure 5-34 Run Reports
3. From the Reports dialog select the Labor List report.
Figure 5-35 Labor List
4. From the Request Page specify your parameter properties, in our example
we will specify the value ‘ACTIVE’ as the status parameter value.

Chapter 5. Installation 89
Draft Document for Review May 23, 2008 10:14 am 7645install.fm
Figure 5-36 Request Page
5. Click Submit
Figure 5-37 Report output

7645install.fm Draft Document for Review May 23, 2008 10:14 am
90 Maximo Essentials V7.1 - Implementer’s Guide
6. Upon receiving a report output as specified above you can determine that the
report has generated successfully
For more information regarding report administration refer to the following
guide:
Report Developer Guide (mam71_report_dev_guide.pdf)
5.6.6 Attached Documents Configuration
You use the Attached Documents application in Maximo to attach various
documents to individual Maximo records.The following formats are supported
PDF
XLS
CSV
TXT
DOC
GIF
DOC
JPG
PPT
By default Attached documents are not configured during the Maximo Asset
Manage installation process, you manually have to configure some properties
within the Maximo System properties application and specific HTTP server
properties to enable attachments to be uploaded and viewed from Maximo.
Here are a few steps you will need to consider to ensure Attached Documents
are accessible in Maximo when using a Windows WebSphere middleware
installation.
Create a shared doclinks directory on the machine storing the document files
with your predefined sub directories if you wish to group your attachment types:
C:\DOCLINKS
On your HTTP server search for your httpd.conf file in the following path for
example:
Windows :C:\IBM HTTP Server\conf\httpd.conf
Edit the directory line as follows:
Tip: Make a backup of this file before you begin

Chapter 5. Installation 91
Draft Document for Review May 23, 2008 10:14 am 7645install.fm
Edit this Directory line to specify the doclinks directory you created:
<Directory "C:\DOCLINKS">
and the DocumentRoot line as follows
DocumentRoot "C:\DOCLINKS"
Once you have made these changes, save your file and restart the HTTP server,
the values you have entered are case sensitive
You will now need to login into Maximo and configure two more DOCLINK
properties to point to the folder you have created on your drive and also to point
out the path the HTTP server will have to make to access these files.
Go To System Configuration → Platform Configuration → System
Properties and specify the required properties as set out below:
A common problem with attached document setup is that the folders for your
attachments are not assigned with a drive letter in their defaults paths upon the
Maximo Installation process. To resolve this ommittance go to any of your
Maximo Applications and from Select Actions, go to Attachment/Library
Folders → Manage Folders and amend the default path as follows:
Below are illustrations of single and multiserver machine attached documents
configurations. Note, the implementation of attached documents is only briefly
Tip: Search on the words “this should”
Tip: Search on the word “DocumentRoot”
Property Name Description Example value
mxe.doclink.doctypes.defpath Default path
for doclinks
C:\DOCLINKS
C<PATH>\DOCLINKS =
http://yourservername
Path 01 for
doclinks
C<PATH>\DOCLINKS =
http://yourservernameC<P
ATH>\DOCLINKS =
http://yourservername
Old Path New Path
\DOCLINKS\ATTACHMENTS C:\DOCLINKS\ATTACHMENTS

7645install.fm Draft Document for Review May 23, 2008 10:14 am
92 Maximo Essentials V7.1 - Implementer’s Guide
discussed in this guide. For instructions on how to install and deploy attached
documents please reference the following materials:
System Administrator Guide Server (mam71_sys_admin_guide.pdf)
Chapter 22-Attached Documents Administration and Configuration
Figure 5-38 Example Single Machine Configuration
Application Server
docklinks directory in
<Maximo root>
Local Drive
HTTP Server
File
Read
File
Write
Submit Attached Document
Client Machine
View Attached Document
Maximo
Application Server Machine

Chapter 5. Installation 93
Draft Document for Review May 23, 2008 10:14 am 7645install.fm
Figure 5-39 Example Multiple Machine Configuration
5.6.7 Ensure relevant cron tasks are working and enabled
Depending on your business requirements, you might be required to implement
cron tasks to perform certain actions or updates on your Maximo Application.
Ensure system properties are defined and setup as enabled in your Cron Task
Setup module, this can be found under in the System Configuration →
Platform Configuration.
If you are running JMS queue configurations for your integration framework it is
essential for the relevant cron task instances to be enabled otherwise the queues
will not function. In the event that cron tasks might not run, it is recommended
you reload the cron tasks.
Submit Attached
Document
Client Machine
View Attached
Document
MAXI MO
Application Server
Machine
File
Read
File
Write
Application Server
HTTP Server
Document File Server
Machine
d:\doclinks\
Local Drive
Tip: The schedule /frequency interval of cron tasks needs to be assessed
carefully as cron tasks are ‘batch’ tasks and a large task is executued to
frequently it could have an adverse affect on system performance.

7645install.fm Draft Document for Review May 23, 2008 10:14 am
94 Maximo Essentials V7.1 - Implementer’s Guide
For more detail about implementing cron tasks Please refer to the Maximo Asset
Management Essentials System Administration guide:
System Administrator Guide Server (mam71_sys_admin_guide.pdf)
5.6.8 Create Backup/Image of the environment
After the installation is complete, it is advisable to create an image of your
environment, backup procedures depend on the size of your database and the
type of operation you are running. For instance, you coudl back up to:
Hard Disk Drive: Lets you restore your system quickly
Tape Drive; Slower, but you can keep multiple tapes of backups
CDs, DVDs, diskettes : Limited capacity, but is useful for smaller databases,
archive files, or specific executables.
5.6.9 Automate the Backup Procedure
Schedule and regularly perform system and database backups. It is advisable
you perform system restores from the production environment to your
development/acceptance environment on regular intervals to test this procedure.
5.6.10 Assess the server workload
In having taken the sizing considerations of the previous chapter into account it is
advisable to monitor the performance of Maximo on a continuous basis. This step
will also form part of the user acceptance testing. However there are many
methods you can implement to improve and maintain the application’s
performance on a continuous basis.
If your implementation increases in size, an increase in workload or system
enlargement over time consider load balancing the server environments, server
clustering is a recommended solution by which you can distribute user loads over
various application servers to maintain consistent server performance.
5.6.11 Client Local/Regional Settings Properties
If the users are based in one location, ensure that the regional settings of their
workstations are matching to that of their region, a common issue could be date
and time format conflicts.

Chapter 5. Installation 95
Draft Document for Review May 23, 2008 10:14 am 7645install.fm
5.6.12 Internet and Firewall Security
For security purposes Maximo can also be configured to take advantage of the
more secure protocol, Hypertext Transfer Protocol Secure (HTTPS). If Maximo
clients exist outside the corporate network, you can add a firewall or other
security measure.
Firewalls are configured to allow communication over HTTP (typically Port 80) or
HTTPS (typically Port 443). The following information is generic and does not
reflect any particular firewall brand.
Secure Socket Layer (SSL) Overview
Secure socket layer provides secure connections over a network connection by
doing the following:
– allowing two applications to authenticate each other’s identity
– encrypting the data exchanged between the two applications
Authentication allows a server and optionally a client to verify the identity of the
application on the other end of a network connection. Encryption makes data
transmitted over the network intelligible only to the intended recipient. IBM
WebSphere and BEA WebLogic support SSL, and IBM Corporation has certified
the SSL implementation with the Maximo-WebSphere and Maximo-BEA
WebLogic integration.
Configuring Secure Socket Layer To implement SSL
A Web server must have an associated certificate for each external interface (IP
address) that accepts secure connections. After you install the certificate on the
Web server, replacing the .http with .https encrypts a session between the
browser and server.
For example:
http://MaximoAppServer will be entered as https://MaximoApp Server
The standard port for HTTPS is 443.
If a Proxy server or Firewall controls network traffic, this port and protocol must
be opened. SSL comes with some additional overhead for encryption and
decryption of data. Encryption and decryption can affect performance.
Internet Explorer Settings
It is advisable that you enable your browser to automatically check for newer
versions of stored pages when you login to Maximo, to ensure this perform the
following steps:

7645install.fm Draft Document for Review May 23, 2008 10:14 am
96 Maximo Essentials V7.1 - Implementer’s Guide
From your Internet Browser move to Tools → Internet Options → General →
Settings
Select the radio button Automatically to check for newer versions of stored
pages.
5.6.13 SMTP mail exchange server setup
Some applications and cron tasks within Maximo require a mail exchange to
perform. In order to enable, this assign a valid SMTP server name to the global
value of the following property in the System Properties application:
mail.smtp.host
5.6.14 Users LDAP Authentication through Virtual Member
Management
You can authenticate users against LDAP using Windows Server Active
Directory. If your organization has Virtual Member Management in place,
consider using it to perform your authentication. When you configure the
application server to authenticate against an ActiveDirectory, you create and
manage users in the LDAP directory server.
The VMMcron task updates the Maximo database when users, groups, and
group membership are changed in the directory server. When users and groups
are deleted from the Active Directory, they are not deleted from the Maximo
database because these records might be needed for auditing purposes. You
can also configure the system to populate person, user, and group information
from the external directory. The system currently supports synchronization of
information from Microsoft Active Directory. Synchronization with other
directories is possible, but is not supported as a standard feature and might
require programming to configure. Both BEA WebLogic Server and IBM
WebSphere Application Server support authentication against Windows Server
Active Directory.
Tip: Ensure the above feature is applied to all clients. When failing to do so users could
experience previous screen representations other than the latest. Alternatively one could
also remove and destroy all Cookies and Temporary files from their Internet Browser

Chapter 5. Installation 97
Draft Document for Review May 23, 2008 10:14 am 7645install.fm
5.7 Setting the System and Logging properties
Once the installation is complete you would be configuring the different system
properties and enabling logging for the application. With Maximo Asset
Management Essentials 7.1 this task has become far easier, as it comes with
dedicated applications to perform these activities.
5.7.1 System Properties Application
System Properties is a new application that is a part of Maximo Asset
Management Essentials 7.1 and can be used to configure System-wide
properties that are at a Global level or Instance level. These Properties consist of
keys and values that determine the configuration of the product and the behavior
of many of its components.
Global Properties: A global property exists only at a system-wide level. This
means that the property is applicable to all the product server instances (for
example: application server) working with a common database. For example, the
system property mxe.logging.rootfolder is a global property whose value is a
directory on the hard disk of the server machine where the product's log files
reside.
Instance Properties: An instance property is defined and associated with a
specific product server instance. For example, you can configure the system
property mxe.crontask.donotrun to be an instance-specific property. You do this
by associating the mxe.crontask.donotrun system property with a specific server
(for example: MXServer1) and a value applicable only to that server (for example,
a value of BBCron). As a result of this configuration, the Bulletin Board cron task
(BBCron) is not executed on MXServer1, yet it can execute in another product
instance, such as MXServer2.
Each property defined in the System Properties application has a number of
characteristics that you can manage. The following table describes these
characteristics:
Property Characteristic Description
File Override Specifies if the property and its value are loaded from a file rather
than from the database.
Global Only Specifies whether this property must exist only at a system-wide
level. It implies the property cannot be overridden at the instance
level.

7645install.fm Draft Document for Review May 23, 2008 10:14 am
98 Maximo Essentials V7.1 - Implementer’s Guide
5.7.2 Logging Application
Logging application is a part of system configuration module of the product and is
a dedicated application to manage log settings and configure log files. An
administrator can configure various logging components, set log levels, associate
logging with log files and specify a folder where log files are to be written.
Logging has three main components:
1. Loggers: Loggers are components in the product that prepare log statements
to be written to console or log file. Loggers are named entities or keys, for
Instance Only Specifies whether this property must be defined at the instance level.
If so, you provide an instance-specific value and the property is not
a global value.
Online Changes Allowed Specifies whether the System Properties application is used to
change the property's value. For example, the global property
mxe.db.driver does not allow online changes
Live Refresh Specifies whether the property value can take effect immediately
after saving the value.
Encrypted Specifies whether the property is stored in an encrypted manner in
the underlying product database. The value is encrypted using the
product's standard encryption functionality. For example, the global
property mxe.int.uddipassword is encrypted.
Security Level Specifies the level of access to this property by various product
components. Access level may be PUBLIC, SECURE or PRIVATE.
User Defined Specifies whether the property is created by a user or is provided
with the product.
Nulls Allowed Specifies whether the property can have null values. You can change
this characteristic only for user-defined properties.
Data Type Specifies the type of value that can be provided for the property. The
value could be an integer, alphanumeric, or a Yes or No value
(YORN). For example, the global property mxe.allowLocalObjects is
associated with a data type of YORN; by entering a value other than
1 or 0 you will see an error message indicating invalid value.
Domain Specifies a domain that provides a list of values that the property can
be set to. For example, the global property
mxe.db.transaction_isolation is associated with the 'TRANSISO'
domain. Thus the property's values must match to a corresponding
domain value
Property Characteristic Description

Chapter 5. Installation 99
Draft Document for Review May 23, 2008 10:14 am 7645install.fm
example: log4j.logger.maximo.sql. Loggers form a hierarchy. A logger is
defined as an ancestor of another logger if its name followed by a dot is a
prefix of the descendant logger name. A logger becomes the parent of a child
logger if there are no ancestors between itself and the descendant logger. For
example, log4j.logger.maximo.sql is the parent of
log4j.logger.maximo.sql.WORKORDER. You can assign the following levels to
loggers:
–DEBUG
–INFO
–WARN
–ERROR
–FATAL
2. A level indicates a type of event that the system logs.
3. Appenders: You can send logging requests to multiple destinations. An output
destination is called an appender. Appenders can exist for consoles or files.
You can associate one or more loggers with a given appender. Alternatively,
you can associate a single logger with multiple appenders.
4. Layouts: A layout determines the output format of a log statement. A layout is
always associated with an appender. For example, a conversion pattern such
as %d{dd MMM yyyy HH:mm:ss:SSS} [%-2p] %m%n results in the following
log statement: 2007-05-07 14:07:41,508 [main] INFO MyApp - Entering
application.
The Logging application supports two types of loggers: Root and Child. One or
more child loggers always inherit from one root logger. In the Logging
application, a root logger is termed "root logger," while a child logger is termed
"logger."
This application can be used to:
Create loggers that are components in the product that prepare log
statements to be written to console or log file.
Associate the appropriate log level with each logger.
De-activate loggers except root loggers.
Configure appenders that represent a console or log files to which log
statements are written.
– Specify an appropriate file name for an appender.
– Specify a log file size for an appender.
– Associate a logger with multiple appenders.
– Associate an appender with multiple loggers.
7645install.fm Draft Document for Review May 23, 2008 10:14 am
100 Maximo Essentials V7.1 - Implementer’s Guide

© Copyright IBM Corp. 2008. All rights reserved. 101
Draft Document for Review May 23, 2008 10:14 am 7645config.fm
Chapter 6. Configuration
Once the installation is complete there are several tasks that will need to be
completed before we can enable the users to start using the system.
Such tasks usually have to be carried out by the system administrator and will be
discussed in this chapter.
6.1 Getting started
The following are the main topics covered in this section:
– User Management
– Organization and Site setup
– Initial Configuration and Data import sequence
6
Note: The following steps assume you have created a empty database and
have not created the demo database, this chapter is not applicable to a demo
install.

7645config.fm Draft Document for Review May 23, 2008 10:14 am
102 Maximo Essentials V7.1 - Implementer’s Guide
6.1.1 User Management
Signing in using a default user ID
If security was specified during the installation, User management will be
managed through the directory server you have configured to use with Maximo
Asset Management Essentials. When first installed, Maximo Asset Management
Essentials contains the following default user IDs:
maxadmin
maxreg
mxintadm
The default password for each user ID is the same as the User Name (for
example, maxadmin is both the user name and default password). Note: User
names and passwords are case sensitive. The default user names and
passwords are lowercase. To sign in, complete the following steps:
1. Open a browser window.
2. Navigate to the Maximo Asset Management Essentials login URL. For
example: http://hostname:<port>/maximo.
The default port is 9080.
3. Enter the username maxadmin (lower case).
4. Enter the password maxadmin (lower case) and click Enter. The software
displays an empty start center.
Changing the user password
As a best practice, change the passwords for the default user IDs. To change the
default passwords, complete the following steps:
1. Open the Users application.
2. From the List tab, select the user whose password you want to change.
3. From the Select Action menu, select Change Passwords. The Change
Passwords dialog box appears.
4. Enter the new password in the New Password field.
5. Re-enter the password in the Confirm New Password field.
6. Click OK.
When you change the password of either the maxadmin or maxreg user, you also
change the password associated with that user in the maximo.properties file.
1. Navigate to MAXIMO\applications\maximo\properties.
2. Open the maximo.properties file using a text editor.

Chapter 6. Configuration 103
Draft Document for Review May 23, 2008 10:14 am 7645config.fm
3. Search for the appropriate property and modify it as needed:
– mxe.db.user for the database log in name
– mxe.system.reguser for self-registering new users
4. Save changes.
You can change the default user names for the default user IDs by editing the
maximo.properties file.
To modify the user ID in the maximo.properties file, complete the following steps:
1. Navigate to MAXIMO\applications\maximo\properties.
2. Open the maximo.properties file using a text editor.
3. Search for the appropriate property and modify it as needed:
– mxe.db.password for the database login password
– mxe.system.regpassword for the self-registering new users
4. Save changes.
6.1.2 Organization and Site setup
Before you can assume work on Maximo it is imperative to specify the name of
your organization and the site the organization belongs to.To ensure this,
reference the following steps in strict sequential order to create the organization
and sites and its appropriate dependencies.
Note: Any time you modify the maximo.properties file, rebuild and deploy a
new maximo.ear file. By going to the application server, selecting the ear file
and clicking on the deploy option (the method may vary if different application
server is used, the above reflect WebSphere)
Note: Any time you modify the maximo.properties file, rebuild and deploy a
new maximo.ear file. By going to the application server, selecting the ear file
and clicking on the deploy option (the method may vary if different application
server is used, the above reflect WebSphere)
Important: You must create currency codes, sets, glcomponent configuration
and create a clearing account prior to creating the Organization and Site.If any
of these steps are incomplete you will have to complete the tasks before
continuing.

7645config.fm Draft Document for Review May 23, 2008 10:14 am
104 Maximo Essentials V7.1 - Implementer’s Guide
Create currency codes
Currency codes is your measure of exchange in monetary terms, currencies are
required for your system to determine in which currency you will be measuring
your financial transactions against. Assess your base currency that your
organization utilizes before assuming the next step.
You must define a currency code for an organization. To define a currency code
for an organization, complete the following steps:
1. Open the Currency Code application for Users by selecting Goto → Financial
→Currency Code
2. Click New Row.
3. Enter a currency code, for example, USD (United States Dollar)
4. Click Save.
Disable validation options
It is advisable to disable or uncheck the validation options in order to begin
populating or importing data. Having the validation options enabled during initial
configuration, each entry made will be validated against a financial period which
at this stage of the deployment is not required. You can always revalidate these
options again at a later stage
1. Open the Financial application by selecting Goto → Financial →Chart of
Accounts.
2. Go to Select Actions.
3. Choose Validation Options.
4. Uncheck both Validate GL Component Combinations as well as Validate
Financial Periods.
5. Click OK.
Create item and company sets
Sets allow you to share Item and Companies records across Organizations,
although you can only create 1 Organization and site in Maximo Enterprise
Essentials you must still perform this step.
To define sets, complete the following steps:
1. Open the Sets application for Users by selecting Goto → Administration →.
Sets
2. Click New Row.
3. Enter a company set name, for example, COMPSET.
4. Enter COMPSET in the Type field.

Chapter 6. Configuration 105
Draft Document for Review May 23, 2008 10:14 am 7645config.fm
5. Click New Row.
6. Enter an item set name, for example, ITEM1.
7. Enter ITEM1 in the Type field.
8. Click Save.
Create a general ledger account component
Although Maximo Enterprise Essentials is restricted to only one organization and
one site you must still define a clearing account for your organization.A clearing
account is an account that determines the cost centre for multi organization
transactions.Before you assign your clearing account for your organization you
must create and define the general ledger account component.A general ledger
account component is a structure that must be determined by your accounting
staff
Each general ledger account code consists of a number of distinct components
(also called segments). In Database Configuration, you define the account code
format using the GL Account Configuration dialog box. In Chart of Accounts, you
specify which components are valid for use in the system.
For easy identification, you can use delimiters to separate components when
they are displayed on the screen. For example, you might use hyphens to
separate components: 6100-400-SAF.
The system writes account strings to the database in a concatenated format, with
delimiters.
For any account code, you can: Define up to 20 components.Include a total of up
to 254 characters/digits, not including delimiters (unless you choose to include
the delimiters as part of the account code).Component Sequence Account
components are displayed in a sequential format, with the left most component in
the string representing the highest level. For example, four component levels are
defined; the fourth is optional:
Component 1 = Cost Center
Component 2 = Activity
Component 3 = Resource
(Optional) Component 4 = Element
Account components are concatenated, with the highest level component at the
left.
Tip: Keep your set id’s generic and simple as they cannot be altered in the
future.

7645config.fm Draft Document for Review May 23, 2008 10:14 am
106 Maximo Essentials V7.1 - Implementer’s Guide
To create a general ledger account component, complete the following steps:
1. Open the Database Configuration application by selecting Goto →System
Configuration →Platform Configuration →Database Configuration
2. Select GL Account Configuration from the Select Action drop-down menu.
3. Click New Row.
4. Enter a component name in the Component field. For example, Cost Center
5. Enter a numerical length for the component. For example, 5.
6. Enter a data type for the component (This is the type of data each component
will represent). For example, ALN.
7. Click Save and log out of Maximo.
8. Once you have completed setting up the GL Account Component, you MUST
configure the database for your changes to take affect.Foolwo the next steps
to create a component.
– Ensure you have created a backup of your database.
– Make sure all users a logged off the system.
– Ensure to document all changes.
– Open the WebSphere Admin Console and stop the MXServer application
server.
– Run the configdb.bat program from the following path example:
C:\ibm\SMP\maximo\tools\maximo\configdb.bat
– Wait for your changes to have taken affect, make sure this step has
completed successfully and restart the MXServer and log back into
Maximo again, you can now create general ledger accounts.
Create an organization
You can define only one organization for Maximo Asset Management Essentials.
To define the organization, complete the following steps:
1. Open the Organizations application by selecting Goto /Administration
/Organizations
2. Click on the New Organization icon in the toolbar.
3. Enter an organization name in the Organization field. For example, MAIN.
Note: In our example we configured the database when shutting down the Maximo
application server.To perform a database configuration without shutting down your
application server refer to the System Administrators guide.
(mam71_sys_admin_guide.pdf)

Chapter 6. Configuration 107
Draft Document for Review May 23, 2008 10:14 am 7645config.fm
4. Enter the base currency you defined in the Base Currency 1 field. For
example, USD.
5. Enter the item set you defined in the Item Set field. For example, ITEM1.
6. Enter the company set you defined in the Company Set field. For example,
COMPSET.
7. Enter the default item status of PENDING in the Default Item Status field.
8. Save your work
Create a general ledger account
1. Before assigning the clearing account for your organization you will have to
create general ledger account that is to be used as the clearing account. To
create a general ledger account, complete the following steps:
2. Open the Chart of Accounts application by selecting Goto/ Financials/ Chart
of Accounts
3. Click on the name of your organization to select it. For example, click MAIN.
4. Select GL Component Maintenance from the Select Action drop-down menu.
5. Click New Row.
6. Add a GL Component value for example, 1234 and then click OK
7. Click New Row on the GL Accounts for tab.
8. Select your General Ledger Account.
9. Click Save.
10.Open the Organizations application by selecting Goto /Administration
/Organizations
11.Click the organization name you created. For example, MAIN.
12.From the Clearing Account field, select the General Ledger Account you just
created.
13.Select Active.
14.Click Save.
15.Assign your recently created general ledger account to be the clearing
account
Tip: Keep your organization and site id’s generic and simple as they cannot be
altered in the future.It is also advisable not to use spaces in between the
organization and site id’s

7645config.fm Draft Document for Review May 23, 2008 10:14 am
108 Maximo Essentials V7.1 - Implementer’s Guide
Creating a site
You can create only 1 site in Maximo Asset Management Essentials. To create
your site, complete the following steps:
1. From the Start Center, go to Administration/Organizations
2. From the list screen select the Organization you want to assign your site to
3. Click on the Sites tab, to add a new Site click New Row
4. Specify the relevant site details, when complete, save your work
Create default insert site
After you have created the organization and site in Maximo Asset Management
Essentials, you will be required to assign a default insert site to enter new
records.To create a default insert site complete the following steps:
1. Open the Users application by selecting Goto → Security → Users
2. Search for maxadmin and then select it to open the record for maxadmin.
3. Enter a the site you created earlier in the Default Insert Site field. For
example, B901.
4. Enter a the site you created earlier in the Storeroom Site for Self-Service
Requisitions field. For example, B901.
5. Click Save.
6. Open the WebSphere Admin Console and restart the MXServer application
server.Note that if you encounter an error message that indicates that the
record is being updated by another user, log out as maxadmin and then log
back in.
Signing out and signing in
When you make changes to a security group that your user ID is a member of,
you must sign out and sign in again in order to see the changes. For example,
even though you have granted the MAXADMIN group permission to create start
center templates, the actions are not visible until you sign in again.
1. Sign out as maxadmin.
2. Sign in as maxadmin.
6.1.3 Initial Configuration and Data import sequence
At this stage you will have prepared the organization and site, from this point
onwards you can start populating the database.Although this guide is not written
to explain how to populate data into Maximo we will in the following table briefly

Chapter 6. Configuration 109
Draft Document for Review May 23, 2008 10:14 am 7645config.fm
outline a generic configuration and data import sequence recommended to
perform your initial data configuration.
MAM 7.1
Module
Sub Application Nature of work performed in this
sub application
Suggested
Entry_Mode
System
Configuration
Database Configuration Create new object
attributes/relationships
Manual
System
Configuration
GL Component
Configuration
Configure GL Component Manual
Financial The GL Components Create GL Components Manual
Financial Chart of Accounts Create GL Codes Manual
Financial Currency Codes Create Currency Codes Manual
Administration Item and Company Sets Create Item and Company Sets Manual
Administration Organizations Create Organization Manual
Administration Sites Create Sites Manual
Administration Calendars Create Calendars Manual
Failurecodes Failurecodes Create Failurecodes Manual
Organizations Tax Options Assign Tax types Manual
Inventory Measurement units Define measurement units Manual
Inventory Conversion factors for
measure units.
Define conversion factors Manual
Domains Valuelists Define ALN/NUM/ SYNOMYM
valuelists
Manual
Organizations Address Codes Define addresses Manual
Assets Locations Create Systems and Locations Import
Purchasing Company master Create Companies Master records Import
Purchasing Companies Companies records Import
Administration Classifications Define Classifications for
Assets/Locations/Items etc.
Import
Inventory Item Master setup Create Item Master records Import
Inventory Storerooms Create Storeroom Locations Import
Inventory Inventory Assign Items to Inventory Import

7645config.fm Draft Document for Review May 23, 2008 10:14 am
110 Maximo Essentials V7.1 - Implementer’s Guide
Inventory Tools Create Tools Import
Inventory Stocked Tools Assign Tools to Inventory Import
Assets Meters/Meter Groups Create Meters and Meter groups Manual
Assets Assets Create Assets Import
Assets Condition Monitoring Define condition monitoring points Import
Administration Person groups Define Person groups Manual
Administration People Define Persons Manual
SCConfig Start Centers Create New Start Center
Templates(Non Module)
Manual
Security Security Groups Create Roles Manual
Security Users Create and assign users to security
groups
Manual
Administration Crafts Create Crafts Manual
Administration Qualifications Create Qualifcations for labor and
crafts
Manual
Administration Labor Create Labor records Manual
Planning Safety Plans Create Safety plans Import
Planning Precautions Create safety plan precautions Manual
Planning Lock out/Tag out Create Safety plan lock out and tag out
procedures
Manual
Planning Safety hazards Create safety plan hazards Manual
Planning Jobplans Create Jobplans Import
Preventive
Maintenance
Preventive Maintenance Create Preventive Maintenance
Schedules
Import
MAM 7.1
Module
Sub Application Nature of work performed in this
sub application
Suggested
Entry_Mode
Important: The table is a generic example that was designed to guide
implementations pertaining to the sequence of loading and populating the
Maximo objects. You might not utilize all these modules. It is essential to follow
the illustrated chronological sequence during your initial configuration.

Chapter 6. Configuration 111
Draft Document for Review May 23, 2008 10:14 am 7645config.fm
For more information on how to populate the Maximo database, refer to the
product documentation.
6.2 Reporting
Maximo Asset Management Essentials 7.1 is integrated with the Eclipse
Foundation's Business Intelligence Reporting Tool (BIRT). BIRT is an open
source reporting system that will integrates with Java/J2EE applications, such as
Maximo Asset Management Essentials 7.1, to produce custom reports. BIRT
utilizes XML report definitions to generate reports in PDF or HTML Output. BIRT
uses the data from Maximo Asset Management Essentials 7.1 and manages and
displays it to end users in a way that they can immediately take action if
necessary. That action may involve drilling down into reports for a specific
problem issue, or an analysis of the data for cost for regulatory purposes.
The following are the main topics covered in this section:
BIRT Administration
BIRT Configure Reports
BIRT Run Reports
6.2.1 Report Administration
As the Report Administrator, you can specify the following for end users:
The availability of reports and how they open, run, and print
The appearance of report titles and headings
Report security settings
The following figures provide a short introduction into the Report Administration
application. The look and feel is like all other applications launched from the Start
Center. There are two ways to open the Report Administration application. The
first way is for the initial administration, the second can be used, when reports
are already defined:
Start the Report Administration application from the Start Center by selecting
Go To → Administration → Reporting → Report Administration as shown
below in Figure 6-2.

7645config.fm Draft Document for Review May 23, 2008 10:14 am
112 Maximo Essentials V7.1 - Implementer’s Guide
Figure 6-1 Accessing report administration
6.2.2 BIRT Configure Reports
In the Report tab there are several options to configure a report. Those with an
(*) asterisk are required parameters.

Chapter 6. Configuration 113
Draft Document for Review May 23, 2008 10:14 am 7645config.fm
Figure 6-2 Report Configuration
Report Type: BIRT, Crystal, Custom. By determining the report type and
settings you register that report in the Maximo database.
Limit Records: The action limits the number of records against which an end
user can run a report. It prevents end users from executing large queries, which
can cause negative performance impacts. Use the Report Administration
application to set record restrictions on reports. This feature applies to only
reports without parameters. This parameter goes along with the “Max Record
Limit”.
Use Where Clause?: Enables Current/Selected plus User defined parameters.
No RequestPage: Disables Request Page for Database Updates.
Priority: Numeric field used in report queuing process.
Browser View and Browser View Location: The Browser View feature lets you
create a shortcut. With the shortcut, the end user can click an icon once in the
application toolbar to open a report directly in the browser. When Browser View
is checked then enter a value other than None in the Browser View Location field.
This field determines the application tabs that have an active Browser View icon.
The following options are available:
– All – The Browser View icon is available on all tabs for the selected
application.
– List – The Browser View icon is only available on the List tab for the
selected application.
– Main – The Browser View icon is available on all tabs, except the list tab.

7645config.fm Draft Document for Review May 23, 2008 10:14 am
114 Maximo Essentials V7.1 - Implementer’s Guide
– None – The Browser View icon does not appear in the selected
application. None is the default.
– Click Save Report to apply the changes.
Direct Print and Direct Print Location: The Direct Print feature lets you create
a shortcut so an end user can click an icon once in the application toolbar to print
the report. The configuration is the same as for Browser View Location.
Direct Print with Attachments and Direct Print with Attachments Location:
The Direct Print with Attached Documents feature lets you create a shortcut so
an end user click an application icon once (and select Yes in a Message dialog
box) to print the report and any associated attached documents. The
configuration is the same as for Browser View Location.
Generate Request Page: Click Generate Request Page if you have not
previously configured the report for Browser View. This option is available for all
reports or at individual report level.
Preview: You can check for the following items: The correct parameters, if any,
appear to the end user on the request page.
– The generated report opens with the correct data and format.
– The Request Page dialog box opens. The parameters that appear depend
on the report that you select.
– Enter values in any required fields. Required fields have an orange
asterisk (*) next to them.
Parameters: From the parameters tab you can define ad hoc user
parameters.Note these parameters must also be specified in the actual report
design itself
Figure 6-3 Report Parameters

Chapter 6. Configuration 115
Draft Document for Review May 23, 2008 10:14 am 7645config.fm
6.2.3 BIRT Run Reports
Follow these instructions to run a report. After you run a report you have the
options to print, export data, and toggle the table of contents.
Open the Reports dialog box through one of the following methods:
– From the Reports Menu in the application toolbar, select an application, for
example, Labor.
Figure 6-4 Report Menu
– From the Select Action menu, select Run Reports. The Reports tab opens.
The Reports to Run table window lists the available reports for the
application. Click the report that you want to run.

7645config.fm Draft Document for Review May 23, 2008 10:14 am
116 Maximo Essentials V7.1 - Implementer’s Guide
Figure 6-5 Selecting a Report to Run
Select the report you want to see, for example, “Labor List”. Enter the required
parameters in the Request Page dialog box.

7645config.fm Draft Document for Review May 23, 2008 10:14 am
118 Maximo Essentials V7.1 - Implementer’s Guide
Figure 6-7 Incident Report
On the Reporting toolbar as shown in Figure 6-8, “Report Scheduler” perform
any of the following actions:
– Click the Print Report as PDF icon to print the report.
– Click the Export Data icon to export the data in.CSV format.
– Click the Toggle table of contents icon to see the table of contents for your
report. The report you select determines the table of contents.
To improve performance and to reduce load on the database server during
working hours it is possible to schedule report runs. Scheduled reports are
then e-mailed when completed. The email can be sent to a single user or a
group including subject and comments. The report is emailed in PDF format.

Chapter 6. Configuration 119
Draft Document for Review May 23, 2008 10:14 am 7645config.fm
Figure 6-8 Report Scheduler
7645config.fm Draft Document for Review May 23, 2008 10:14 am
120 Maximo Essentials V7.1 - Implementer’s Guide

Draft Document for Review May 23, 2008 10:14 am 7645ax01.fm
© Copyright IBM Corp. 2008. All rights reserved. 121
Appendix A. Summary of Maximo Asset
Management Essentials
modules and applications
The table below summarizes the modules and applications that make up Maximo
Asset Management Essentials.
A
Important: This book was written before Maximo Asset Management
Essentials V7.1 had been finalized. Therefore, the official product
documentation should be used to validate the list of modules and applications.
MODULE/SUB-MODULE APPLICATION DESCRIPTION
ADMINISTRATION Organizations Used to setup the organizations and sites to be
used within Maximo
Classifications Used to create classifications and establish and
overall classification hierarchies for Items, Assets,
Locations, Work Orders, etc.

7645ax01.fm Draft Document for Review May 23, 2008 10:14 am
122 Maximo Essentials V7.1 - Implementer’s Guide
Bulletin Board Used to create, post and view messages as well as
to broadcast information to users of the Maximo
system
Communication
Templa t es
Used to create and manage generic
communication templates that Maximo users can
leverage to standardize frequently used e-mail
communications (also known as notifications)
Calendars Used to indicate working time for equipment, craft
and labor records for an organization and its
associated sites
Sets Used to create a framework for sharing item and
company (vendor) data across multiple
organizations
Work View Used to make queries available for display in the
Result Set portlet of a Maximo user's Start Center
Conditional
Expression Manager
Use the Conditional Expression Manager
application to create and maintain a library of
conditions. In other applications, such as
Application Designer and Security Groups, you
select from predefined conditions to set up
conditional behavior
REPORTING KPI Manager Used to create Key Performance Indicators (KPIs)
to track critical performance variables over time
Report
Administration
Used to create reports, generate and preview
request pages, add parameters, display reports as
toolbar icons, email reports, or specify a schedule
for running a reports
RESOURCES People Used to maintain records of people
Person Group Used to maintain person groups. A person group
consists of people, who may or may not be
workers
Crafts Used to define and maintain craft records
Labor Used to define and maintain labor records
Qualifications Used to create qualifications and certification
requirements for qualifications
MODULE/SUB-MODULE APPLICATION DESCRIPTION

Appendix A. Summary of Maximo Asset Management Essentials modules and applications 123
Draft Document for Review May 23, 2008 10:14 am 7645ax01.fm
ASSETS Assets Used to store asset numbers and corresponding
information such as parent, location, vendor,
up/down status, and maintenance costs for each
asset
Locations Used to enter and track locations for assets and
organize these locations into logical hierarchical
systems or network systems
Meters Used to add or modify meter definitions. Meter
definitions include names for the meters as well as
sets of attributes that describe the meters
Meter Groups Used to define a logical grouping of meters that will
exist in a meter group. Meter groups represent a
collection of meters that will be used together
multiple times
Failure Codes Used to build and display failure hierarchies, which
help you construct accurate histories of the failures
that affect your assets and operating locations
CHANGE Activities and Tasks Use the Activities and Tasks application to plan,
review, and manage activities and tasks. When
you create an activity, you initiate the work process
and create a historical record of work being
performed
CONTRACTS Purchase Contracts Used to create, modify, and view contracts with
outside vendors
Lease Rental
Contracts
Used to define the overall terms and conditions of
the lease or rental agreement between a vendor
and a customer regarding one or more assets
Labor Rate Contracts Used to define multiple labor rates for specific
crafts and skills, and optionally labor records.
Within the Labor Rate Contract application you
can manage outside labor and the corresponding
rates.
Warranty Contracts Used to maintain one or more assets for an
outside service provider for a fixed fee, or regularly
scheduled payment over a time period; or to track
warranty information for multiple assets or
locations by time or meter
MODULE/SUB-MODULE APPLICATION DESCRIPTION

7645ax01.fm Draft Document for Review May 23, 2008 10:14 am
124 Maximo Essentials V7.1 - Implementer’s Guide
Master Contracts Used to associate many contract types for a
particular vendor. A Master Contract defines the
relationship with a vendor and contains terms and
conditions that apply to the contracts created and
listed under it
Terms and Conditions Used to maintain a library of terms and conditions
that can be added to a purchasing document or
contract. These terms can contain information
such as liability concerns, shipping and handling
details, or delivery time expectations.
FINANCIAL Currency Codes Used to define currency codes and to specify
which codes can be used in Maximo
Exchange Rates Used to set up exchange rates used for converting
currencies in Maximo
Chart of Accounts Used to establish general ledger (GL) account
fields in Maximo with definitions equivalent to
those used with the rest of your financial data
processing system.
INVENTORY Item Master Used to define items that will be stocked in your
storerooms. You group these items in an item set,
which can then be shared by the organizations
using that item set
Service Items Used to define and manage purchased services
Tools Used to manage information about the tools used
to perform work. Tools are typically
non-consumable items for which you charge an
hourly rate for their use
Stocked Tools Used to manage existing tools in storerooms.
Inventory Used to enter, display and update information on
each inventory item
Issues and Transfers Used to issue or transfer items from storerooms, or
to return items to storerooms
Condition Codes Used to create and maintain a master list of
condition codes for a particular item set.
Storerooms Used to add and maintain information about
storeroom locations, as well as view the items
stocked within a storeroom.
MODULE/SUB-MODULE APPLICATION DESCRIPTION

Appendix A. Summary of Maximo Asset Management Essentials modules and applications 125
Draft Document for Review May 23, 2008 10:14 am 7645ax01.fm
PLANNING Job Plans Used to create a detailed description of how a job
is to be performed
PREVENTIVE
MAINTENANCE
Preventive
Maintenance
Used to create, modify and view preventive
maintenance plans for work assets. PM records
are templates for work orders or for other PMs
Master PM Used to create and modify master PMs, which are
templates for other PM records
PURCHASING Purchase
Requisitions
Used to ask the purchasing department to order
materials or services
Purchase Orders Used to purchase materials or services from an
internal supplier or an external vendor
Receiving Used to receive materials into inventory and
record the receipt of services
Invoices Used to record invoices and match against
purchase orders and receipts for approval
Request for
Quotations
Used to request and manage vendor quotations
Companies Used to manage data on manufacturers, vendors,
and other companies that do business with you
Company Master Used to create company master records that
belong to a particular company set
Terms and Conditions Used to maintain a library of terms and conditions
that can be added to a purchasing document or
contract. These terms can contain information
such as liability concerns, shipping and handling
details, or delivery time expectations.
Search Catalogs Allows for 'punch-out' capability from Work Orders,
Desktop Requisitions.
RELEASE Activities and Tasks Use the Activities and Tasks application to plan,
review, and manage activities and tasks. When
you create an activity, you initiate the work process
and create a historical record of work being
performed.
SECURITY Security Groups Used to grant access to sites, applications and
menu options. A user is assigned to one or more
groups to gain access to the system.
MODULE/SUB-MODULE APPLICATION DESCRIPTION

7645ax01.fm Draft Document for Review May 23, 2008 10:14 am
126 Maximo Essentials V7.1 - Implementer’s Guide
Users Used to add and manage Maximo users
SELF SERVICE
Service Requests Create Service
Request
Used by self-service users to create new service
requests
View Service
Request
Used by self-service users to view existing service
requests.
SERVICE DESK Activities and Tasks Use the Activities and Tasks application to plan,
review, and manage activities and tasks. When
you create an activity, you initiate the work process
and create a historical record of work being
performed.
Service Requests Used to create, view, and resolve service requests
from customers
Ticket Templates Used to create and manage generic ticket
templates that Service Desk environments can
leverage to standardize common or high-volume
service requests, incidents, or problems.
SYSTEM
CONFIGURATION
Platform Configuration Actions Used to manage the administrative functions of
creating actions and action groups within
Escalations.
Roles Used to mange roles within Maximo
Communication
Templa t es
Used to create and manage generic
communication templates that Maximo users can
leverage to standardize frequently used e-mail
communications (also known as notifications).
Database
Configuration
Used to create or modify the objects and attributes
used by Maximo applications
Application Designer Used to create new applications (clones and
custom applications) or to tailor the pages of an
existing Maximo application
Escalations Used to automatically monitor critical processes
across your enterprise. The primary goal of
Escalation Management is to ensure that critical
tasks are completed on time, such as those
defined in SLAs
MODULE/SUB-MODULE APPLICATION DESCRIPTION

Appendix A. Summary of Maximo Asset Management Essentials modules and applications 127
Draft Document for Review May 23, 2008 10:14 am 7645ax01.fm
Cron Task Setup Used to manage cron tasks. Cron tasks are
behind-the-scene jobs set to run automatically and
on a fixed schedule
Domains Used to maintain lists of defined values that
appear in drop-down lists (sometimes referred to
as value lists)
Logging Use the Logging application to manage log
settings and configure log files. The application is
part of the System Configuration module of the
product.
System Properties Use the System Properties application to manage
system properties and their values used by
various product components.
Web Services Use the Web Services Library application to
create, modify, and delete web services. You also
can generate schema and Web Service
Description Language (WSDL) files for any web
service that you deploy.External applications can
use web services to query or to send transactions
to the integration framework.
Object Structures Use the Object Structures application to create,
view, modify, and manage the processing logic of
an object structure. An object structure is the
common data layer that the integration framework
uses for all outbound and inbound application data
processing. An object structure consists of one or
more sub-records that develops their XML content
from a particular object.
Migration Migration Manager Use the Migration Manager application to define,
create, distribute, and deploy packages. Packages
are used to transfer and deploy the many
configuration changes possible with Maximo's
configuration tool set from one environment to
another (i.e. Dev, to Test, to Production...).
Migration Groups Use the Migration Groups application to create
groups of configuration objects and link related
(dependent) groups to the objects that you create.
You group configuration objects ensure that all
related configuration data is collected from source
environments and distributed to target
environments
MODULE/SUB-MODULE APPLICATION DESCRIPTION

7645ax01.fm Draft Document for Review May 23, 2008 10:14 am
128 Maximo Essentials V7.1 - Implementer’s Guide
Object Structures Use the Object Structures application to create,
view, modify, and manage the processing logic of
an object structure. An object structure is the
common data layer that the integration framework
uses for all outbound and inbound application data
processing. An object structure consists of one or
more sub-records that develops their XML content
from a particular object.
TASK MANAGEMENT Activities and Tasks Use the Activities and Tasks application to plan,
review, and manage activities and tasks. When
you create an activity, you initiate the work process
and create a historical record of work being
performed.
WORK ORDERS Work Order Tracking Used to plan, review, and approve work orders for
assets and locations
Labor Reporting Used to report the type and total number of hours
of work that was performed by external contractors
or internal employees
Quick Reporting Used to report work on open work orders or small
jobs
Activities and Tasks Used to plan, review, and manage activities that
can initiate the maintenance process and create a
historical record of work being performed
Assignment Manager Used to dispatch urgent work and schedule Labor
to planned work requirements
Service Requests Used to create, view, and resolve service requests
from customers
START CENTER Layout and
Configuration
Used by an administrator to modify and configure
the layout of the portlets displayed on the Start
Center
All Custom
Applications
Allows access to all User created custom
applications
Favorite Application
Setup
Used by an administrator to define/edit the list of
applications displayed in a Favorite Application
portlet
Forgotten Password Action from Login page used to e-mail a User what
their current password is.
MODULE/SUB-MODULE APPLICATION DESCRIPTION

Appendix A. Summary of Maximo Asset Management Essentials modules and applications 129
Draft Document for Review May 23, 2008 10:14 am 7645ax01.fm
Inbox / Assignments
Setup
Used by an administrator to define/edit which
columns will be displayed in the Workflow
assignments inbox displayed on the Start Center
KPI Graph Setup Used by an administrator to define/edit a KPI
Graph style portlet to be displayed on the Start
Center
KPI List Setup Used by an administrator to define/edit a KPI List
style portlet to be displayed on the Start Center
Change Password Used to change the user's Maximo password
Quick Insert Setup Used by an administrator to define/edit the list of
applications displayed in a Quick Insert portlet
Result Set Setup Used by an administrator to define/edit the query
used and columns displayed in a Result Set portlet
displayed on the Start Center
Start Center Initial page displayed once logged in to Maximo.
Dashboard like starting point that can display
various portlets including KPIs, Result Sets, Quick
Insert, Favorite Applications, &
Inbox/Assignments.
User Self
Registration
Used by new users to Register themselves as
Maximo users with a temporary password.
MODULE/SUB-MODULE APPLICATION DESCRIPTION
7645ax01.fm Draft Document for Review May 23, 2008 10:14 am
130 Maximo Essentials V7.1 - Implementer’s Guide
Draft Document for Review May 23, 2008 10:14 am 7645bibl.fm
© Copyright IBM Corp. 2008. All rights reserved. 131
Related publications
The publications listed in this section are considered particularly suitable for a
more detailed discussion of the topics covered in this book.
IBM Redbooks
For information about ordering these publications, see “How to get Redbooks” on
page 132. Note that some of the documents referenced here may be available in
softcopy only.
????full title???????, xxxx-xxxx
????full title???????, SG24-xxxx
????full title???????, REDP-xxxx
????full title???????, TIPS-xxxx
Other publications
These publications are also relevant as further information sources:
????full title???????, xxxx-xxxx
????full title???????, xxxx-xxxx
????full title???????, xxxx-xxxx
Online resources
These Web sites are also relevant as further information sources:
Description1
http://????????.???.???/
Description2
http://????????.???.???/
Description3
http://????????.???.???/
7645bibl.fm Draft Document for Review May 23, 2008 10:14 am
132 Maximo Essentials V7.1 - Implementer’s Guide
How to get Redbooks
You can search for, view, or download Redbooks, Redpapers, Technotes, draft
publications and Additional materials, as well as order hardcopy Redbooks, at
this Web site:
ibm.com/redbooks
Help from IBM
IBM Support and downloads
ibm.com/support
IBM Global Services
ibm.com/services
© Copyright IBM Corp. 2008. All rights reserved. 133
Draft Document for Review May 23, 2008 10:14 am 7645IX.fm
Index
A
Add-ons 34
Administrative system 30
Application Server Specialist 20
Asset Management 4
Attached Documents Configuration 90
Availability management 33
B
Backup/Image of the environment 94
Browser 28
Business Analyst 18
C
Capacity Planning 33
Client Local/Regional Settings 94
Client system 31
Computerized Maintenance Management System
(CMMS) 2
Contract Management 7
Credentials panel 48
Cron Task 33
Customization 34
D
Database 28
Database Administrators 19
Database Server 46
Database server 44
DB2 44
Deployment Choices 46
deployment environments 31
Deployment Plan and Parameter Configuration
summary panel 53
Deployment plan logs 56
Deployment Plan Operation panel 52
Deployment Plan Summary 47
Differences with Maximo Asset Management Enter-
prise 10
Directory Server 46
Directory server 29, 44
E
Enterprise asset management 1
G
Generating a report output 87
H
Hardware and Software Requirements 28
I
IBM Agent Controller 44
Installing Middleware overview 44
Integration Specialist 20
Integrations 34
Internet and Firewall Security 95
Internet Explorer Settings 95
J
J2EE Application Server 30
J2EE Server 46
J2EE server 44
L
Language 34
Link Documents 34
Logs for steps run by the user interface 56
Logs for substeps 57
M
Machine plan logs 56
Materials Management 6
Maximo Asset Management Essentials 2
Maximo Asset Management Essentials Supported
Platforms 34
Maximo Asset Management Installation 58
Maximo Asset Management License 77
Maximo Developer 19
Maximo Enterprise Adapter (MEA) 7
Middleware Installation 44
Middleware Installer 45
Modules 34
7645IX.fm Draft Document for Review May 23, 2008 10:14 am
134 Maximo Essentials V7.1 - Implementer’s Guide
Multi-server 32
P
Post Installation Tasks 83
Post MAM (base services) Installation 74
Pre-Installation Summary 71
Procurement Management 6
Project Manager 18
Project Planning 17
R
Redbooks Web site 132
Contact us xii
Remote Access Authorization 64
Report Administration 85
Reports 34
S
Secure Socket Layer 95
Service Management 6
Single-server 31
Sizing Considerations 33
SMTP mail exchange server 96
Solution Architect 19
Solution Environment 27
System and Logging properties 97
T
Task Break Down 22
Testers 19
Tivoli Directory Server 45
Tivoli middleware installer logs 55
U
User interface logs 55
Users LDAP Authentication 96
V
Virtual Member Management 96
W
WebSphere Application Server Configuration panel
67
WebSphere Deployment Manager 66
Websphere V 6.1 45
Work Management 5

To determine the spine width of a book, you divide the paper PPI into the number of pages in the book. An example is a 250 page book using Plainfield opaque 50#
smooth which has a PPI of 526. Divided 250 by 526 which equals a spine width of .4752". In this case, you would use the .5” spine. Now select the Spine width for
the book and hide the others: Special>Conditional Text>Show/Hide>SpineSize(-->Hide:)>Set . Move the changed Conditional text settings to all files in your
book by opening the book file with the spine.fm still open and File>Import>Formats the Conditional Text Settings (ONLY!) to the book files.
Draft Document for Review May 23, 2008 10:14 am 7645spine.fm 135
(0.1”spine)
0.1”<->0.169”
53<->89 pages
(0.2”spine)
0.17”<->0.473”
90<->249 pages
(0.5” spine)
0.475”<->0.875”
250 <-> 459 pages
(1.0” spine)
0.875”<->1.498”
460 <-> 788 pages
(1.5” spine)
1.5”<-> 1.998”
789 <->1051 pages
Maximo Essentials V7.1 - Implementer’s Guide
Maximo Essentials V7.1 -
Implementer’s Guide
Maximo Essentials V7.1 -
Implementer’s Guide
Maximo Essentials V7.1 - Implementer’s Guide

(2.0” spine)
2.0” <-> 2.498”
1052 <-> 1314 pages
(2.5” spine)
2.5”<->nnn.n”
1315<-> nnnn pages
To determine the spine width of a book, you divide the paper PPI into the number of pages in the book. An example is a 250 page book using Plainfield opaque 50#
smooth which has a PPI of 526. Divided 250 by 526 which equals a spine width of .4752". In this case, you would use the .5” spine. Now select the Spine width for
the book and hide the others: Special>Conditional Text>Show/Hide>SpineSize(-->Hide:)>Set . Move the changed Conditional text settings to all files in your
book by opening the book file with the spine.fm still open and File>Import>Formats the Conditional Text Settings (ONLY!) to the book files.
Draft Document for Review May 23, 2008 10:14 am 7645spine.fm 136
Maximo Essentials V7.1
- Implementer’s Guide
Maximo Essentials V7.1
- Implementer’s Guide

®
SG24-7645-00 ISBN
Draft Document for Review May 23, 2008 10:14 am
INTERNATIONAL
TECHNICAL
SUPPORT
ORGANIZATION
BUILDING TECHNICAL
INFORMATION BASED ON
PRACTICAL EXPERIENCE
IBM Redbooks are developed by
the IBM International Technical
Support Organization. Experts
from IBM, Customers and
Partners from around the world
create timely technical
information based on realistic
scenarios. Specific
recommendations are provided
to help you implement IT
solutions more effectively in
your environment.
For more information:
ibm.com/redbooks
®
Maximo Essentials V7.1 -
Implementer’s Guide
Offering targeted for
general business
clients
Start planning a
deployment
Learn about
configuring the
environment
This book provides a guide to assist implementors of Maximo
Asset Management Essentials. It provides general
information about the offering and oveviews the planning and
installation processes.
An entry-level member of the IBM Maximo Asset
Management product family, Essentials, is ideal for smaller
organizations that require a subset of the extensive range of
features in the IBM Maximo Asset Management Product.
With Essentials, smaller organizations can take advantage of
proven Maximo Asset Management technology, while also
enjoying cost savings.
IBM Maximo Asset Management Essentials enables smaller
organizations and departments to organize, track, and
manage their asset and work management processes, and to
implement a maintenance regimen based on
industry-leading technology and best practices.
Back cover
