Kaba Software User Guide E Plex 3x00 5x00 Standard PKG3019
User Manual: Kaba E-Plex 3x00 5x00 Standard Software User Guide - PKG3019 E-Plex Standard Software - Kaba Access & Data Systems
Open the PDF directly: View PDF
.
Page Count: 53

E-PLEX®STANDARD
SOFTWARE USER GUIDE, VERSION 3.2

2
Before you start installation
1. Internet Explorer 5.0 or higher must be installed on your computer.
All Windows XP Home or Pro (SP2) machines have newer versions of Internet Explorer.
2. Microsoft® Excel® version 2000 or higher must be installed on your computer.
Warning: The Microsoft Excel Starter Edition is not compatible with E-Plex Standard Software because it
does not support Macros.
CD Menu Items:
1. System Requirements: Select this item to verify the software installation compatibility issues.
2. View User Guide: Select this to access an electronic version of the E-Plex Standard User Guide on the CD
and to view the On-Line Help of the software.
3. Install Acrobat Reader: Select this to install the free Adobe Acrobat reader, if you do not already have it
installed on your system. You need it to view the manual.
The Actual product software – E-Plex Standard software and the PC M-Unit software below must be installed in all
cases:
4. Install E-Plex Standard software: Select this item to install both the main E-Plex Standard application and
the PC M-Unit Software on a single desktop or laptop PC.
5. Optional - Install PC M-Unit software: Select this item only when you want to install the PC M-Unit
software on a separate PC Laptop or Netbook that will be used only as the PC M-Unit.
After installation is complete, follow the on-screen instructions about re-starting your computer.

3
Software Installation – Compatibility Issues
Graphic Resolution
1. A minimum of 800 x 600 screen resolution is needed; higher the resolution, the better.
2. If your system is running on only 16-bit color resolution, some graphics may not be correctly displayed;
change it to a higher resolution.
E-Plex Standard– Application
Excel - Lock Configuration Files
1. You must have Microsoft Excel 2000 or higher installed on your computer to edit pre-defined Lock
Configuration Files. You will not be able to edit Lock Configuration Files unless you install Excel.
2. E-Plex Standard uses Excel macros to control the editing of your Lock Configuration Files. Hence the Excel
macros should be enabled on your PC when running the E-Plex software.

4
Table of Contents
E-Plex Standard Features ............................................................................................................................................. 5
Overview .................................................................................................................................................................. 5
Automatic Upgrade of User/Audit Capacity in E-Plex 5000 ..................................................................................... 5
Operators ....................................................................................................................................................................... 7
Getting Started .............................................................................................................................................................. 9
Create Main Folder .................................................................................................................................................. 9
Select Password and Log in ......................................................................................................................................... 10
Lock Configuration and Lock Audit Templates .......................................................................................................... 12
Lock Functions ............................................................................................................................................................... 12
Passwords ..................................................................................................................................................................... 14
Sites ............................................................................................................................................................................... 15
Create Sites ............................................................................................................................................................. 15
Doors .............................................................................................................................................................................. 18
Create Doors ............................................................................................................................................................ 18
Copy Doors .................................................................................................................................................................... 22
Delete Doors .................................................................................................................................................................. 26
PC Maintenance Unit .................................................................................................................................................... 27
PC M-Unit with Kaba’s IrDA Kit .................................................................................................................................... 29
PC M-Unit Software Installation ................................................................................................................................... 30
Operations to Perform in the PC M-Unit Software ..................................................................................................... 36
M-Unit User .................................................................................................................................................................... 36
Programming, Auditing locks, and Downloading Lock Profiles ............................................................................... 37
Transfer Files – PC to PC Maintenance Unit ........................................................................................................... 37
Transfer Lock Audits from the PC M-Unit to the PC .................................................................................................. 39
Lock Audits – Examples ............................................................................................................................................... 41
Download Lock Profiles ............................................................................................................................................... 43
Transfer Downloaded Lock Profiles from the PC M-Unit to the PC .......................................................................... 44
Downloaded Lock Profiles – Example ......................................................................................................................... 44
Appendix ........................................................................................................................................................................ 45
Lock Configuration Forms ........................................................................................................................................ 45
Audit Filter Information ............................................................................................................................................. 48
E-Plex Standard Tree Structure ............................................................................................................................... 48
Glossary ......................................................................................................................................................................... 51

5
E-Plex Standard Features
[Software Version 3.2]
Overview
What is Kaba’s E-Plex Standard Software?
The E-Plex Standard is an application that will give you amazing flexibility and scope in using your regular Microsoft
Excel files to configure, program, and audit a wide range and large number of doors.
The E-Plex Standard software enables you to program and audit Kaba’s E-Plex 2000, 3000, and 5000 Series
electronic pushbutton locks. Simply by using this software, the user of the E-Plex 2000, 3000, and 5000 Series can
conveniently control door access for thousands of users.
Maximum number of sites per system 10,000
Maximum number of locks 10,000 across all sites
Total number of unique access codes enrolled per lock 300 (100 for E2000)
Total number of Audit events per lock 9,000 (3,000 for E2000)
The E-Plex Standard software enables you to:
Create your information files for each door using Microsoft Excel based software.
Use our Excel E-Plex templates provided for you to enter all possible configuration information on each lock
series – E-Plex 2000, 3000 or 5000 Series Locks.
Transfer the Excel files to a separate laptop or netbook PC if used as the PC Maintenance-Unit (PC M-Unit).
Program and audit your locks using integrated PC M-Unit function or a separate PC used as the PC M-Unit.
Use the product with minimal system requirements so that you don’t need a complex configuration
Automatic Upgrade & User/Audit Capacity in E-Plex 5000:
1) All E-Plex 5000 Series Locks (new version 3 through older versions 2 and 1) come out of the factory with a
capacity of 100 users and 3,000 audits. However, when you program these locks with the “E-Plex Standard”
optional software via the PC M-Unit, the lock gets upgraded automatically to a capacity to handle 300 users and
9,000 audit events. This capacity upgrade in the lock is permanent and will not revert to the 100 users/3,000
audits even after a lock hardware reset. If you do not use the software but program the lock only via the lock
keypad, the lock capacity is unchanged to the factory default of 100 users and 3,000 audits.
2) All E-Plex 3000 locks, on the other hand, come out of the factory with a capacity of 300 users and 9,000 audits.
This is always the capacity of this lock, with or without the optional software.
3) Likewise, all E-Plex 2000 locks have a capacity of 100 users and 3000 audits with or without optional software.
The Lock Configuration Template is provided for you to enter the parameters of the locks you want to program, for
example, Lock ID, Lock Name, Lock Function, Unlock Time, etc., and also the access codes of users who will have
access to the door. This template is in the form of an Excel file, which is easy to create and very easy for you to store
and manage. There is no need for a large, cumbersome database.
The Lock Configuration Template enables you to:
Create and customize an Excel file for every lock in every site
Copy one set of lock features to multiple doors so they all have the same parameters
Copy one set of lock features to multiple doors but enter different users
Configure up to 10,000 different doors across all sites
Upload and download your Excel files using the integrated PC M-Unit function or to a separate PC used as
the PC M-Unit for programming and auditing locks

6
The Lock Audit File Template will be filled with audited events data automatically when you download audits from the
lock to the PC M-Unit, and then transfer this information back to the E-Plex Standard Software on the PC for viewing
or printing. If you manually added or deleted user codes etc. at the lock pushbuttons, you can download this updated
door profile for this lock and synchronize the file back to its original lock configuration Excel file at the PC.
Important:
1) You can open the E-Plex related .xls files only from within the E-Plex Standard application for security reasons.
If you try to open them directly from Windows Explorer or from the Excel application, you will not be able to open
them. To see samples of these templates, see the examples in Appendix.
2) The E-Plex Standard lock configuration file data will override all manually configured data entered at the lock
pushbuttons previously, every time you re-program the lock with the PC M-Unit.
What do I need to run the program?
A standard desktop or laptop PC with an OS of Microsoft Windows 2000, XP Home & Pro, Vista®, or 7.
Available USB port on above or separate PC laptop or netbook to support PC M-Unit programming.
Microsoft Excel 2000 or higher.
Kaba’s E-Plex Standard program CD.
What is the recommended sequence of operations?
1. Install the E-Plex Standard and the PC M-Unit software from the CD, following the installation instructions.
2. Run the E-Plex Standard program on the PC and select login name and password.
3. Log in with your selected name and password – a minimum of 4 alphanumeric characters for login name and 6
for password.
4. Select the Main Folder.
5. Create Site(s) in the main Folder (E-Plex Standard).
6. Select the Lock Series you want to program – E-Plex 2000, 3000, or 5000 Series.
7. Create Lock Configuration Fields (including user data) for each lock in a Site.
8. Transfer Lock Configuration Data Files from PC to PC Maintenance Unit.
9. Program the locks using the PC Maintenance Unit.
IMPORTANT: You must change the default 8-digit factory Master code 12345678 in the lock to a different 8-digit
Master code before doing any programming on the lock. You must have the included USB cable connected to an
available USB port on your PC M-Unit (Laptop or Netbook) to power EPS2000 (PowerStar) series locks when
programming since there are no batteries to power the lock during programming.
10. Audit the locks using the PC Maintenance Unit.
11. Transfer Lock Audit Data Files from PC Maintenance Unit to PC.
12. View and/or print Audit Files on PC.

7
Operators
After you provide your login and password, following the procedures in Log In and Select Password, you
automatically become a Level 1 Operator in the E-Plex Standard system and are authorized to do everything with the
system software. If you want to add another Operator or change a password, follow the procedure below.
IMPORTANT: YOU MUST BE A LEVEL 1 OPERATOR TO BE ABLE TO EDIT OR CREATE OTHER LEVEL 2
OPERATORS. YOU CAN ONLY HAVE ONE LEVEL 1 OPERATOR AND TWO LEVEL 2 OPERATORS IN THE
SYSTEM.
If you are a Level 2 Operator, you can do everything, except that the System Setup / Operator Manager menu item is
not available, as shown in the illustration below:
How do I create and manage Operators?
1. Click on the System Setup menu, Operator Manager.
The following screen appears asking you for the Level 1 password:

8
To add an Operator, click on “Add” and the following appears:
2. To select an existing Level 2 Operator that you want to modify, select the Operator from the login pull down.
3. Now the Edit button is illuminated and the Password field can be edited.
4. You cannot change the Operator level (only one Level 1 Operator permitted) but you can change the passwords
of Level 2 Operators.
5. Select a Level 2 Operator and enter a new password for this operator, then click Save.
6. To Add another second Level 2 Operator, repeat Step 1 and then click on Add.
7. The Add button becomes grayed out and the cursor moves into the User Login field.

9
8. Enter a Login Name and Password for the new Level 2 Operator and save.
If you try to add another Level 2 Operator, you will see the following screen where you cannot add, only edit or delete
after selecting a user login name.
Getting Started
Create Main Folder
How do I create the main folder?
1. Click on the E-Plex Standard icon that appears on your PC desktop after installation.
The following dialog box appears which is the initial login screen:
Follow the procedure in Select Password and Log in (next page).

10
Select Password and Log in
1. In the “Username” box, type in the login name you want – minimum 4 alphanumeric characters.
2. In the “Password” box, type in the password you want to use – minimum of 6 alphanumeric characters.
The following screen appears:
3. User names and passwords may be alphanumeric – numbers and letters only with a maximum of 20.
4. You will be asked to provide a password hint in case you forget your password. Select a question – the answer
to it will be the trigger to enable you to select another password, in case you forget your original password.
5. For example, if you have a cat, select the first question “What is your pet’s name?” and then type in the answer
in the field called Your Answer. Let’s say your cat’s name is Whiskey. Then if you forget your password, the
system will ask for your pet’s name and if you answer correctly, you will be asked to reenter a new password and
again select a password hint question and answer. Please store your (login) user name, password and
password hint in a safe place for future retrieval and use, if you forget any of them.
WARNING: IF YOU FORGET BOTH YOUR PASSWORD AND THE ANSWER TO THE QUESTION, YOU WILL BE
UNABLE TO USE E-PLEX STANDARD SOFTWARE. CONTACT KABA ACCESS CONTROL TECHNICAL
SUPPORT.

11
6. After you have entered all the required data, click on OK and the following login screen appears again.
7. Enter your Username and Password and click on Log in.
8. The following screen appears.
Now you can start using the E-Plex Standard software to add sites, doors, user codes, etc.

12
Lock Configuration and Lock Audit Templates
The Lock Configuration Template is provided for you to enter the parameters of the locks you want to program, for
example, Lock ID, Lock Name, Lock Function, Unlock Time, etc., and also the access codes of users who will have
access to the door. This template is in the form of an Excel file, which is easy to create, store and manage all
applicable lock data. There is no need for a large, cumbersome database.
The Lock Configuration Template enables you to:
Create and customize an Excel file for every lock in every site.
Copy one set of lock features to multiple doors so they all have the same parameters.
Copy one set of lock features to multiple doors but enter different users.
Configure up to 10,000 different doors across all sites.
Upload and download your Excel files to a handheld PC Maintenance Unit (PC M-Unit) for programming &
auditing locks.
The Lock Audit File Template will be filled with audited events data automatically when you download audits from the
lock to the handheld PC M-Unit, and then transfer this information back to the E-Plex Standard software on the PC for
viewing or printing.
Note: To see all the categories available in this template for E-Plex 2000, 3000, and 5000 lock series see the
examples in Appendix.
Lock Functions
E-Plex 2000 and 5000:
The E-Plex 2000 and 5000 locks can be defined to work in one of the following four BHMA (Builders Hardware
Manufacturers Association) defined lock functions as shown below. Important: The lock will need to be set up at the
keypad as such while still in factory mode. For further information on how to put the lock in one of the following four
lock functions, please refer to the E-Plex 2x00/5x00 Lock Function Setup guide on how to set up these lock functions.
1. Entry Lock with Passage option can be a cylindrical lock without a privacy thumb turn or a mortise lock without a
privacy deadbolt or an Exit device operator.
2. Storeroom Lock with no Passage option – can be a cylindrical lock without a privacy thumbturn or a mortise lock
without.
3. Residence Lock, in Passage by default – can only be a mortise lock with deadbolt.
4. Privacy Lock – can be a mortise lock with a privacy deadbolt or a cylindrical lock with a privacy thumbturn.
The E-Plex 2000 and 5000 locks come from the factory with the lock function as an “Entry lock” by default, whether
physically it is a cylindrical lock, a mortise lock or an exit device operator.
E-Plex 3000:
An E-Plex 3000 lock can be defined to work in one of the following three Kaba defined lock functions as shown
below.
1. Latch Holdback (with Passage option).
2. Swingbolt (with no Passage option).
3. Exit (with Passage option).
All E-Plex 3000 lock models come out of the factory with the lock function as “Latch Holdback” lock by default.
Please refer to b the E-Plex 3x00 Lock Function Setup Guide on how to setup these lock functions.

13
Enable Macros:
WARNING: BECAUSE THE E-PLEX STANDARD APPLICATION USES MACROS TO OPEN ITS TEMPLATES IN
THE MICROSOFT EXCEL APPLICATION, IT IS NOT COMPATIBLE WITH MICROSOFT’S EXCEL STARTER
EDITION WHICH DOES NOT SUPPORT MACROS.
Before opening templates, please note: The E-Plex Standard application uses macros to open its templates in the
Excel Application. For all Excel versions, ‘Microsoft Excel Macros’ must be enabled to use this product.
IN OLDER VERSIONS OF MICROSOFT OFFICE/EXCEL (OFFICE SUITES 2003 and 2007) YOU MUST ALSO
VERIFY THE FOLLOWING:
1) Make sure the ‘MACRO SECURITY LEVEL’ is set to Low. If it is not set to Low, then whenever you attempt
to open a new door template or view an audit, you will not see any data.
2) Make sure the ‘FIXED DECIMAL’ option is Unchecked for cell formats.
If you are unsure how to verify or change the above settings in your specific Microsoft Excel application,
please search these terms using the Microsoft ‘Help’ pull down on your menu bar or refer to the Microsoft
Excel software manual for your specific version.

14
Passwords
How do I change a password?
1. Go to the System Setup item on the main menu and select Systems Setup and then Password Change, as
shown below.
The following screen appears:
2. Enter your old password. The following screen appears:
3. Enter all the required data and click on OK. The password is now changed.

15
Sites
Create Sites
How do I create Sites?
1. Log in to E-Plex Standard and the main window appears as shown below:
2. The Door icon is grayed out because you have not created any Sites or doors yet.
3. Click on the Sites icon or select New on the Sites menu.
The following screen appears:
4. Enter a Site name – R. & D. Building, as in the example below.
5. Click OK.

16
6. The Site name now appears in the main Tree of sites and doors. Each Generated Site, by default will include
Kaba pre-defined Lock Configuration and Lock Audit File Excel templates. The Door icon is now illuminated too.
Now that you have a site, you can continue to Create Doors.
A Site should not normally be deleted until all sub-directors and files in the Site are deleted. You should delete all
lock configuration and lock audit files in this site first and then follow this procedure to delete the Site. However, since
there are times when you may want to delete an entire Site, it is possible to do so.
How do I delete sites?
1. Click on the Sites folder and the Sites appear in the right-hand panel.
2. Select the Site that you want to delete.
3. From the file menu on the main toolbar, select Delete, as shown below:

17
The following screen appears:
4. Click Yes.
5. When you click yes, the following screen appears:
6. Enter your password and click OK.
7. If the site is not empty, you will get a message. The following screen appears.
8. Click Yes or delete any Lock Configuration or Audit Files remaining at the site and then try again.
9. Observe that the Site has been deleted.

18
Doors
Create Doors
Note: The procedure for creating a door is the same for all E-Plex 2000, 3000, and 5000 Series locks. All the
examples shown in this section are for E-Plex 5000 Series locks.
Please see examples of Lock Configuration Excel Templates on pages shown in the appendix section before creating
doors. There may be settings in your Excel applications that you need to change – one to enable macros and one to
ensure that Fixed Decimals are not selected as a cell format.
How do I create Doors?
1. After you create a Site, the Site name appears in the tree at left under E-Plex Standard and two folders
(directories) appear in the panel at the right, as shown below.
2. Select the Site, Admin. Bldg. in the example below:
3. Click on the door icon and the following screen appears:

19
4. You must first select one Lock Type; either E-Plex 5000, 3000, or 2000 Lock Series. Enter a name for the Lock
Configuration File and assign one of the four Lock Functions if it is E-Plex 2000 or 5000. If it is E-Plex 3000
assign one of the three lock functions.
5. Microsoft Excel opens with a Kaba pre-defined Lock Configuration Form (the two templates in the application are
Lock Configuration and Audit). You will see the same form for the Entry and the Storeroom locks and a slightly
different form for the Residence and Privacy locks, each time you create one of these four types of new doors.
For detailed explanations of how these work and how much they can do, see Lock Configuration Templates on pages
shown in the Appendix section.
6. The lock name you gave the door appears automatically at top right – Main Entrance, in the example above and
the Lock Function just below that.
7. Assign an ID to the lock by typing it into the ID cell at top left. The ID must have 4 digits ranging form 0000 to
9999. The more doors you have or will have in the future, the lower you should start. To allow the maximum
number of doors, start with 0001.

20
8. Change any or all of the shown default settings to make the file parameters describe your own door.
9. You can also select enabled/disabled of the audit filter info by using the pull down menu for the Value column of
the table. That is, if you do not want to see or track any or all of the Manager(s) specific events, as an example,
you can select “DISABLED” against the MANAGER row, under the AUDIT FILTER INFORMATION section.
Also, add all your lock users in the same file, up to 300 users (100 users with E2000) with individual (unique) access
codes, access types and names. If you want to delete a user’s record (i.e., the code, name and access type, simply
select and highlight these three cells for this user and press the delete button on the PC keypad. Two examples of
the lock configuration templates are shown below, one for an Entry lock (standard cylindrical) and another for a
Privacy lock (mortise and deadbolt) where a user or manager can be given a “privilege” to override the privacy
deadbolt (thumbturn) if it was thrown from inside for added security; if the user/manger with a valid code is “disabled”
to override the deadbolt, s/he cannot retract the deadbolt ad unlock the door:
Example: “Entry” Lock

21
Example: “Privacy” Lock
10. When you have made all the desired changes, so that the template is now a description of your door, including
all its users, save it.
11. Close the Excel file.
12. When you return to the E-Plex Standard application, the file is listed under your Lock Configuration Files for the
Site name Admin. Bldg.
13. You can configure several doors in the Admin. Bldg. Site by assigning a Door Name, a Door ID and a Lock
Function for each door, using the Excel form for each door’s properties and users, and saving it.
You will see some sample Templates shown in the Appendix section.
Copy Doors
The Lock Configuration Template is provided for you to enter the parameters of the locks you want to program, for
example, Lock ID, Lock Name, Lock Function, Unlock Time, etc., and also the access codes of users who will have
access to the door.
If you have many doors at a Site with the same configuration, and perhaps even the same users, it would be time-
consuming to fill out a configuration form for each door. You can copy one door’s settings to the other doors, and
only change the door ID and the door name.

22
How do I copy doors?
1. Select the door name by highlighting it.
2. Select Copy from the door menu.
3. The following screen appears:
4. Select Site to paste this door in – Plant 1 Site in the example at the top of the next page:

23
5. Click Paste on the Door menu.
6. The following appears:
7. Enter the new name for the copied door, Employee-Entrance, for example.

24
8. The new copied door now appears on your Lock Configuration Files list as Employee-Entrance.xls.
9. Select and double-click on this door name. The Excel file opens.
10. Important: You must change the Lock ID from default 0000 to some other number, 5010 in the example above.
11. Now you have a new door (Employee-Entrance) in a new Site (Plant 1) that has all the same parameters
including the lock function and all the same user codes and names as the one you copied form door Main-
Entrance in site Admin. Bldg.

25
Clone Doors
Cloning a door from an existing door is almost the same as the “Copy door” procedure above except for one thing.
When you clone a door, you will also have the option to change the Lock function of the new door to be cloned to a
different Lock function from the original door. Just like “Copy door” procedure as described above, you will need to
re-name the lock name and lock ID after cloning the lock. The following is a screen shot of the door cloning
procedures.
Delete Doors
How do I delete doors?
1. Select the door(s) that you want to delete.
2. From the file menu on the main toolbar, select delete, as shown below.
The following screen appears:
3. Click Yes.

26
4. The prompt will appear for each door you selected, asking if you’re sure you want to delete it. You have to click
Yes or No each time.
5. If you have a long list of doors, you can save time by clicking in the Apply to all checkbox. Then click on Yes and
all doors will be deleted, or No and all doors will remain on the list.
6. Each time you select Yes (or if you select Apply to all, then Yes) the following screen appears.”
7. Enter your password and Click OK.
8. Observe that the door(s) has been deleted.
PC Maintenance Unit
The PC Maintenance Unit (PC M-Unit) is Kaba’s term for a laptop or netbook PC equipped with Kaba’s PC M-Unit
software and USB->IrDA adaptor that communicates with the locks via infrared signal. The PC M-Unit is either
running with the Standard Software on the same laptop or a separate PC that requires a USB flash drive to transfer
lock data to/from your PC running the Standard Software.
The IrDA adaptor’s infrared transceiver (red lense), when aligned with the red lense above the keypad of the E-Plex
2000, 3000 or 5000 lock, will transfer data from the PC M-Unit to the lock, or vice versa – from the lock to the PC M-
Unit – in the case of lock audits or door configuration downloads.

27
The operations involving the PC Maintenance Unit are the following:
Create Lock Configuration Files (including user data) for each lock (E-Plex 2000, 3000 or 5000) in a Site.
Transfer Lock Configuration Data Files from PC to PC Maintenance Unit.
Program the locks using the PC Maintenance Unit.
Under Preferences on the pulldown menu, obtained by Clicking on the title E-Plex Standard at the top left of
the PC M-Unit screen, select the number of records to audit – 500 is default, 50 is minimum and 9,000 is
maximum.
Audit the locks using the PC Maintenance Unit.
Transfer Lock Audit Data Files and/or the Door Configuration Data Files from PC Maintenance Unit to PC.
View and/or print audit Fields on PC.
Re-synchronize the downloaded door files with the corresponding lock files on the PC so that data in both
are identical.
Refer to the E-Plex PC M-Unit User Guide (which is available to view from the flash drive menu above) where
operations using the PC M-Unit are described in detail to perform the following procedures:
1. Transfer Files from main PC to PC Maintenance Unit.
2. Transfer Files from the PC Maintenance Unit to the Locks to program locks.
3. Audit Locks.
4. Transfer Lock Audits from the PC Maintenance Unit to the main PC.
5. Download Door (lock) configurations from locks.
6. Transfer Downloaded Door configurations files from the PC Maintenance Unit to the main PC.

28
Portable PC M-Unit with Kaba’s IrDA Kit
The “M-Unit” is Kaba Access Control system's term for a PC based portable unit that communicates with the locks
through industry standard infrared (IrDA) interface by making use of Kaba’ PC M-Unit Communications Kit. This kit
with the USB->IrDA adaptor, USB extension cable, and flash drive containing the PC M-Unit software is included in
your Standard Software Implementation Kit or can be purchased separately if a second PC M-Unit is desired.
The kit contains the following items in the package
IrDA Adapter USB Extension Cable
USB Flash Drive Netbook PC (as portable M-Unit)
1. An industry standard IrDA (Infrared Data Access) adapter with a USB interface to connect to the M-Unit PC,
2. A USB extension cable to connect the above IrDA adapter to the M-Unit, if need be, and
3. A USB flash drive, preloaded with the E-Plex PC M-Unit software application along with its User Guide in
electronic format,
4. A 2-page “Getting Started” sheet in color as a quick reference guide.
One end of the IrDA adapter plugs in to one of the M-Unit’s USB ports and the other end of the IrDA
transmit/receive infrared data window will be pointed at the E-Plex lock’s IrDA window to transfer required
data between the M-Unit and the lock.
The USB memory drive will be used (after installing the PC M-Unit software on the separate Netbook PC) to
store and transfer the lock configuration data and the audited events data between the M-Unit and the Host
PC where the main E-Plex Standard Software application and its locks/user access configuration database
reside. The USB flash drive will be used as a portable transport medium between the two separate PCs –
i.e., between the Host PC and the portable PC M-Unit.
Note: If on the other hand, you use the same laptop which contains the main E-Plex Standard applications
and the M-Unit applications (built-in), you will not need the flash drive to transfer data; this is because this
data transfer and syncing occur within the same laptop’s hard-drive.

29
PC M-Unit Software Installation
Important: If you are using one/same (“integrated”) portable PC where the E-Plex Standard
software was installed, you can click ‘Launch PC M-Unit’ from the Menu Bar per the image
below at any time to launch the PC M-Unit application. Please skip the next few pages and
go directly to the PC M-Unit Main Menu screen on Page 35. This is because the E-Plex PC M-
Unit part of the software already resides within the main E-Plex Standard software and so no
separate PC M-Unit installation is required.
NOTE: The procedure on the following 4 pages is for installing the PC M-Unit part of the
software on a separate portable Netbook or mini laptop; the E-Plex Standard software should
have been already installed and running on the Host PC.

30
Note: This same PC M-Unit installation procedure can also be found in the E-Plex PC M-Unit
User Guide (front cover pictured above). It is described in this document for convenience.
Please also refer to the included 2-page color, E-Plex PC M-Unit Getting Started sheet as a
quick reference guide.
The E-Plex PC M-Unit Software and the PC M-Unit User Guide are located on the USB
flash drive that comes with Kaba’s PC M-Unit Communications Kit.
Plug in this USB drive into one of the USB ports of your dedicated PC M-Unit (Laptop or
Netbook PC).
In a few seconds, you will see the following screen on your M-Unit portable unit. Ensure
that “Show Kaba’s E-Plex PC M-Unit Software …” is highlighted. Click OK to
continue which will open the next window, giving you an option to either view/print the PC
M-Unit User Guide or install this software.

31
When you click “Install E-Plex PC M-Unit” tab, the software installation process will begin
and you need to just follow the instructions on the screen. The following are a few screen
shots taken during the install process. Click Finish when done.

32

33
The E-Plex PC M-Unit software is now installed on your separate M-Unit portable unit
and the program’s icon will be displayed on your PC M-Unit’s Desktop as shown below.
Whenever you want to run this program, double click on this icon.
For the very first time of PC M-Unit login, the one-time default login User name is “kaba” and the
default Password is also “kaba”. When you click OK, the PC M-Unit software will automatically
import your Operator Name and Password from the Host PC.
After clicking OK, you will see the PC M-Unit Main Menu Screen on the following page.

34
PC M-Unit Main Menu Screen
From this point on, please refer to the E-Plex PC M-Unit User Guide on how to perform the data transfer
to perform the tasks on the next page in more detail.
The E-Plex PC M-Unit user guide is included as an electronic document on the USB flash drive of the E-
Plex PC M-Unit kit, or once installed can be selected from the PC M-Unit menu bar under ‘Help’.
Or

35
Operations to Perform in the PC M-Unit Software:
The main operations involving the M-Unit are the following:
(i) Downloading doors/users access configuration data to the M-Unit from the Host PC
(ii) Programming the doors (locks) using the M-Unit via IrDA
(iii) Auditing the doors (locks) using the M-Unit via IrDA
(iv) Uploading doors’ configuration info and audits to the Host PC from the M-Unit
(v) Performing lock maintenance/diagnostics via IrDA
The following are a few sample screens showing the PC M-Unit sub-menus from where you will launch
the (i) through (v) PC M-Unit tasks mentioned above.
(i) (ii)
(iii) (iv)
(v)
M-Unit User
The E-Plex 2000, 3000, and 5000 locks use a special 4-digit only Maintenance Code called the M-Unit User Code.
This code is used only to program and/or audit the lock using the PC M-Unit as a maintenance function only – the
code will not open the door.
By default, the 4-digit M-Unit User Code is de-activated in the lock. The code cannot be activated and assigned from
the software – it has be assigned a 4-digit code and then activated by the Master or any one of the Managers at the
lock’s pushbuttons.
For example, if 87654321 is the Master Code and the new M-Unit Code to be assigned is 7777, the following two
commands must be entered at the lock: #87654321#103#7777#7777## (to assign new M-Unit Code first), and then
#87654321#303## (to activate it).
If you ever need to de-activate it, the command is 403 (which replace the 303 in the above example). An example of
the M-Unit User Code usage at the lock is as follows: ##7777 (Note: there is an extra # at the beginning of the
code). The lock will enter the Communications Mode to interface with the PC M-Unit, indicated by alternate green
and red flashing LEDs.

36
Programming, Auditing Locks, and Downloading Lock Profiles
Transfer Files – PC to PC Maintenance Unit
How do I transfer files to the PC M-Unit?
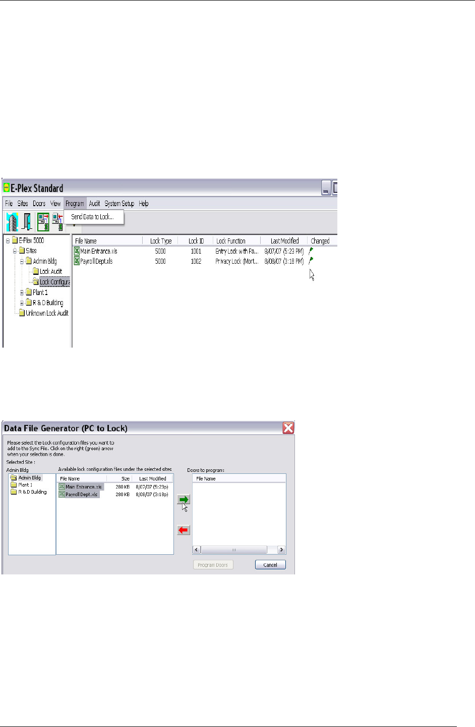
1. Go to the Program Menu of the main dialog box and select Send Data to Lock. You will see the box below with
various sites and their locks in the system. Any door(s) whose lock configuration data has changed that needs to
be sent to the door(s) for programming the lock(s) is indicated by a small green flag icon against the affected
door name(s) under the “Changed” column:
2. To generate a sync file (to prepare to transfer it to the PC M-Unit) you must select the Site name where the door
or doors need to be programmed.
3. Select by clicking on the Site name.
4. Select each Lock Configuration File, and then click on the green right-pointing arrow button to move it to the
“Doors to program” column. The file moves to the right-hand panel. Using the Shift key, you can select several
files and move them all at once.

37
5. If you make a mistake and move a file unintentionally, highlight this file and then click on the red left-pointing
arrow to move the file back.
Note: If you have mistakenly given two doors the same ID and you try to program them both, you will receive a
warning message to alert you to the fact.
6. Then click on the appropriate PC M-Unit button.
6.1 If using an Integrated PC: If you use the same (“integrated”) laptop/Netbook PC to run
both your Standard and PC M-Unit software applications, click on the ‘Transfer to integrated PC
M-Unit’ button.
6.2 If using Separate PC & MU Laptop/Netbook: If on the other hand you use separate PCs
– one PC where the E-Plex Standard software is installed and the other portable PC where the
PC M-Unit software is installed, your common folder must be located on the USB flash drive. The
USB flash drive will be used to transfer the locks’ configuration and the locks’ audit data between
the two PCs. Click on the ‘Create PC M-Unit File’ button to create the common file you plan to
use.

38
For further details on how to setup and use the PC M-Unit software, either on your “integrated”
PC laptop or on your separate PC (running E-Plex Standard applications) and a laptop/Netbook
(running PC M-Unit applications) in conjunction with Kaba’s PC M-Unit (IrDA) Communications
kit, please refer to the PC M-Unit Software User Guide that comes with this kit as an electronic
document.
Transfer Lock Audits from the PC M-Unit to the PC
This procedure is the same for E2000, E3000, and E5000 Series Locks.
1. Once you have retrieved the audit information from the lock using the PC M-Unit, go back to the Standard
Software on the PC. Go to the Audit button on the icon bar, or Audit followed by Receive Audit from Lock on the
tab menu, and click.

39
This will display a dialog screen with two boxes, the first one being “Read Lock Audits’ and the other one being
“Read Downloaded Doors”; ensure that the Read Lock audits box is checked (by default both the boxes are
checked and then click on OK.
2. If no new audits have been performed on the PC M-Unit, you get a message to that effect:
OR, you receive a message telling you that a new audit has been downloaded since you last used the E-Plex
Standard.
3. Click on the Site of the lock(s) where you performed the audit.
4. Click on the Lock Audit folder for that site.
5. The door files from the last audit appear, so you can open each file and see the audit information – an example
is shown in the Appendix section.
6. If a door was audited and it does not belong to a Lock Audit File on your desktop, it is automatically sent to the
folder called Unknown Lock Audit, where you can view it and decide where to put it.

40
Lock Audit – Example
Each E-Plex 2000 lock is designed to store up to 3,000 audit events; the E3000 and E5000 Series’ audit event
capacities are 9,000 audit events. The audit file is circular and the oldest record is overwritten by the most recent. A
hard reset does not clear the audit trail.
Example of Audit Sequence:
Here is an example of an Audit Sequence – the most recent activities are shown first.
Numbers in bold do not appear on audit but are used here to show the sequence of reported actions.
Because the length of the access code can be changed from 4 to 8, all codes are shown as 8-digit numbers,
the first digits are shown as leading zeros if the code is less than 8 digits.
Audit from an E-5000 “Entry” Lock:
Mandatory events are always logged, but “optional” events will be logged only if they are enabled through “audit
filters” in the software. By default, all audit filters are enabled. To disable an audit filter, go to the lock configuration
file for the respective lock in the E-Plex Standard software and change the setting from “enable” to “disable”.

41
The Lock Audit feature will track the following types of lock transactions:
Mandatory Audit Events
Events PIN Code Shown
Master’s combination modified Modified Master User’s PIN code*
Manual Programming Mode PIN code that was used to state the Manual
Programming Mode
PC M-Unit Communication started PIN code that was used to start the
Communication Mode
Lock opened with valid access code PIN code that was used to open the door
Manual Programming Mode ended N/A
Audit report retrieved N/A
PC M-Unit Communication ended N/A
PC M-Unit Communication ended N/A
Key override usage detected N/A
Hard reset N/A
Set date N/A
Set time N/A
Save old date/time (1) N/A
Invalid Code (2) Invalid PIN code
Shutdown Time period Last invalid PIN code
Tamper Shutdown Time period ended N/A
Lock Shutdown at low voltage N/A
Battery connected N/A
Low battery warning started N/A
Deadbolt engaged N/A
Deadbolt retracted N/A
Remote Unlock Open N/A
*Master and PC M-Unit PIN codes are not shown in audits for security reasons.
(1) In an audit sequence, this transaction will always precede “Set Date” and “Set Time” audit event. This enables
the person reading the audit to know if there was a time lapse (e.g. When it took more than 2 minutes to replace
batteries) between the original date/time and the new date/time that was set.
(2) This transaction is during Tamper Shutdown time following the configured maximum number of invalid codes
entered. Each time an invalid code is keyed in during this period, the Shutdown Time is restarted, so that an
invalid user can never gain access to the lock entering a series of invalid codes until he hits the right one.

42
X indicates that when this filter is enabled, the respective events in the left column will appear in the audit
report. By default, all audit filters are enabled.
Optional Audit Events
(3) This is the audit record of a service user whose time has “expired”, whereas “Deleted Service User” logs the
Service User who is manually deleted through the Manual Programming Mode.
Download Lock Profiles
This feature of downloading a lock configuration data profile and then transferring this information back to the main
PC is used for the following reason. After programming a lock from the software via the PC M-Unit, if the Master or a
Manager added and/or deleted any user codes at the lock pushbuttons, this updated information at the lock is not the
same as that in the PC for this lock. Now you have an opportunity to synchronize this updated lock data with its
corresponding Excel template data at the PC so that you always have the fully updated and matching lock
configuration data both in the PC and in the lock memory. If there is no matching lock ID on the PC side for this
downloaded lock, this downloaded lock profile file will be stored in a folder called Downloaded Doors as a lock
configuration Excel template file. You are free to move this file to any existing Site / Lock Configuration folder and
use it to program any lock after giving it a Lock name, Lock ID etc.
Follow the same procedure as before for downloading lock audits as described on pages 39 and 40, but select
Download Door this time…follow the PC M-Unit screen prompts as before and download the door profile.
Audit Event
Optional Audit Filters
Access Manager Service All Users PC M-Unit
Users Passage & Lockout
Add Access User
Enable Access User
Disable Access User
Delete Access User
X
X
X
X
Add Manager User
Enable Manager User
Disable Manager User
Delete Manager User
X
X
X
X
Add Service User
Enable Service User
Disable Service User
Delete Service User
Expired / Deleted
Service User (3)
X
X
X
X
X
Enable All Users
Disable All Users
Delete All Users
X
X
X
Modify PC M-Unit User
Combination
Activate PC M-Unit
User
Deactivate PC M-Unit
User
X
X
X
Enable Passage Mode
Disable Passage Mode
Enable Lockout Mode
Disable Lockout Mode
X
X
X
X

43
Transfer Downloaded Lock Profiles from the PC M-Unit to the PC
Follow the same procedure as before for transferring downloaded lock audits from the PC M-Unit to the PC as
described in the PC M-Unit User Manual. This time ensure that the Read Download Doors box is checked and then
click on OK. As described above, if there is a matching lock ID in an existing Site / Lock Configuration folder this
downloaded file will be automatically synchronized with its corresponding template on the PC if you click on the
election to overwrite it. If there was no matching file found on the PC, this downloaded door profile will be stored
under the folder Downloaded Doors.
Downloaded Lock Profiles – Example

44
Appendix
Lock Configuration Form: Example of an E-Plex 5000 “Entry” Lock

45
Appendix (continued)
Lock Configuration Form: Example of an E-Plex 5000 “Privacy” Lock

46
Appendix (continued)
Lock Configuration Form: Example of an E-Plex 3000 Latch “Holdback” Lock

47
Lock Configuration Form: Example of an E-Plex 3000 “Swingbolt” Lock
Audit Filter Information
Categories – Access, Manager, Service etc. ENABLED means that any activity related to these categories will be
logged in the Audit, without your having to select each sub-category individually. For example, for Access, the
following will be logged if you select ENABLED.
Add access code
Enable access code
Disable access code
Delete access code
E-Plex Standard Tree Structure
The Data tree structure in E-Plex Standard opens one level each time you click on the + sign beside a name or click
on a folder to open it.
The top-level structure appears with the main folder (E-Plex Standard) at the highest level as follows. The contents
of the main folder are visible at the right.

48
1. Click on the plus sign to enlarge the tree to show the next level down tin the hierarchy.
The two folders contained in E-Plex Standard appear both below and at the right:
Click on the plus sign to enlarge the tree to show the next level down in the hierarchy. The four different Sites
(Admin. Bldg., Plant 1, R&D Building, and Plant 3) appear under Sites but not on the right.
2. Click on one of the sites, Admin. Bldg. for example. The two types of folders for that site appear underneath, but
the right-hand panel is unchanged.

49
3. Now, double click on the Lock Configuration File under Admin. Bldg.
The Lock Configuration Files appear on the right (or you could choose Lock Audit to view the Audit Files).
4. Finally, if you click on a specific Lock File, Main-Entrance.xls., for example, the File opens automatically in
Microsoft Excel.

50
Glossary
Audit
An audit retrieves data recorded in the lock memory regarding activities that have taken place at the lock using the
PC M-Unit. The lock records the last 9,000 events.
Audit Filter
The audit memory records basically every activity at the lock. The audit of some lock functions can be filtered out of
your audit report if desired by disabling that function in the lock software configuration Excel template on the PC.
Buzzer Volume
The lock has a buzzer to give audio feedback when buttons are pressed and commands are entered. The volume
can be adjusted to one of four levels – no sound, low, medium, and high.
Communication Mode
Lock programming, auditing and/or downloading door profile is done via Infrared (IrDA) Communication without the
use of cables between the lock and PC M-Unit. You will need to put the lock into Communication Mode before
Communicating with the PC M-Unit. This is done by entering the command #900 on the lock’s pushbuttons. Green
and red LEDs will flash alternatively to start the communication with the PC M-Unit.
Download Door Profile
Similar to retrieving audits, this function using the PC M-Unit downloads the lock’s current configuration data residing
in the lock memory which might have changed by the Master or Mangers in manually deleting and/or adding user
codes at the lock pushbuttons. The downloaded door profile can then be hotsync’d back to the PC to synchronize
and update the Lock Configuration Excel data template for the same lock to ensure that both lock and PC lock
configuration data contain exactly the same user PINs.
Disable
To de-activate a user or function.
Enable
To activate a user or function
Excel Macro Level
Microsoft Excel gives users the option of setting their software parameters to optimize efficiency. The E-Plex
software has predefined some macro functions that need to be enabled in Excel to get full functionality of the
software.
Latch Holdback Mode (E-Plex 3000 only)
Similar to the traditional passage mode function, but the latch stays retracted physically even after the door closes. In
this mode, people carrying packages etc. do not have to grab the lever to open the door but they can simply push the
door to gain entry.
Lock Configuration Template
Every time you add a lock in a site in the E-Plex Standard software, the pre-defined Excel template file is
automatically generated by the system. You will enter all lock and user related information in the “Lock Config”
Template. (See the Appendix section for an example.)
Lock Functions
Before programming or auditing any lock, it must be manually setup at the pushbuttons while still in factory mode to
conform to one of four lock functions for E-Plex 2000/5000 namely, Entry lock, Storeroom lock, Residence lock or
Privacy lock and one of three lock functions for E-Plex 3000 namely Latch Holdback, Swing bolt and Exit – see
section “Lock Functions” on page 12 for details. The lock comes from the factory with the lock function preset as an
“Entry Lock” by default for E-Plex 2000/5000 and as a “Latch Holdback” for E-Plex 3000 by default. Also, every time
a hardware reset is performed on the lock, the lock function reverts back to the factory default lock function “Entry for
E-Plex 2000/5000 and “Latch Holdback” for E-Plex 3000.
Lockout
Access is only granted to the Master user. All other users with valid access cods are locked out when the lock is put
in the lockout mode.

51
PC M-Unit (PC Maintenance Unit)
A PC M-Unit is the Kaba programming tool for E-Plex locks that transfers the data from the host PC to the locks. It
can be either a PC Laptop or Netbook using an USB->IrDA adaptor to communicate with the locks combined with the
host PC running the main E-Plex Standard software to program or audit the locks. The USB->IrDA adaptor is
supplied with Kaba’s PC M-Unit (IrDA) Communication’s accessory kit which is also included with the Standard
Software Implementation Kit.
M-Unit User
For every lock, there is one and only one M-Unit (and also one Master) User. This M-Unit User can only program,
audit or download locks with the PC M-Unit, but the M-Unit user code will not open the lock. This feature is especially
useful for large sites with multiple doors scattered over a wide area, as it eliminates the Master or Manger(s) from
physically traveling to all of the locks for programming or auditing functions. Instead, the M-Unit User can do all of
this, but will not have access to the locks/doors.
Master User
Every lock by default will have one Master User Code, which can be modified, but not deleted. This is always an 8-
digit code, and it allows the Master User complete control of programming and/or auditing locks. The default factory
Master code is 12345678 which MUST be changed to do any programming of the lock.
Manager User
A Manager User has more authority than an access user and is authorized to perform most of the functions of the
Master Users at the lock pushbuttons, except a few, which are outlined in the E-Plex 2000/3000/5000 Operations
manual. E2000 series locks can be programmed to have from 1 to 99 unique Manager user codes; E3000/5000
locks can support from 1 to 299 unique Manager user codes.
Passage Mode
The lock is in an “open” or unlocked position which means the latchbolt can be retracted by the outside lever without
entering a valid access code.
Privacy Mode (E-Plex 2000/5000 locks only)
When a lock is in privacy lock function mode, the user can project either a physical deadbolt or a “virtual” deadbolt
from the interior side of the door by flipping the privacy thumbturn on the lock. In this mode, only the Master,
Manager(s) or privileged users can override privacy with their PIN which will disengage the privacy.
Service User
A Service User can be granted one time access only or for a designated period from 1 to 24 hours. E2000 series
locks can be programmed to have from 1 to 99 unique Service user codes; E3000/5000 locks can support from 1 to
299 unique Service user codes.
Site
A Site is an area/section/building etc., where your E-Plex 2000/3000/5000 locks are installed. For example, you can
create a site called “Administration Building,” another called “Downtown Campus,” etc., and then assign a group of
locks for each site in the software. This makes managing the overall security more organized for the security
personnel managing the property.
Swingbolt Mode (E-Plex 3000 only)
In this mode, when the physical swingbolt is projected any valid user PIN can retract and disengage the swingbolt to
gain entry. However, when the swingbolt retracts, it stays fully retracted and the lock behaves as though it is in a
“Latch Holdback” mode with free passage.
Tamper Count
How many failed attempts can be entered at the lock before the lock goes into Tamper Shutdown.
Tamper Shutdown
The time that a lock remains in an inoperative state following the specified number of failed access attempts.
Unlock Time
The amount of time in seconds the lock remains in an “open” position after a valid access code is entered before re-
locking again.

52
User Number
User Number refers to the table reference where a specific user’s name and access information are stored. On
E2000 series locks, the table reference range is 001 to 099 unique user codes; in E3000/5000 locks, the range is
from 001 to 299 unique user codes.
Kaba Access Control Tech Support
Phone: 1-800-849-8324
(Monday through Friday, 8 AM to 5 PM, EST)
www.kabaaccess.com

Kaba Access Control
2941 Indiana Avenue
Winston-Salem, NC 27105 USA
Tel: (800) 849-8324 (336) 725-1331
Fax: (800) 346-9640 (336) 725-3269
www.kabaaccess.com
www.e-plexlock.com PKG3019 0911