HS 21 And 41X Handheld Reader Quick Start Guide Hs21hs41xquickstartguide
2012-10-12
: Microscan Hs21Hs41Xquickstartguide hs21hs41xquickstartguide Q42012 LaunchCentral PartnerSite
Open the PDF directly: View PDF
.
Page Count: 2

Step 2 — Set Up Hardware (USB)
Note: The USB interface draws its power from the host.
Hardware for USB
USB Installation
To power on the reader, plug the
USB cable into the reader’s
handle and into the host’s USB
port. After several seconds, the
reader will beep twice and the
LED will turn off. The reader will
now be ready to use.
Important:
If you use a USB hub,
be sure that it is a powered hub.
1HS-21 Handheld Reader FIS-HS21-000XG
HS-41X Handheld Reader FIS-HS41X-000XG
2USB Cable, 6’ Straight 61-000224-01
USB Cable, 8’ Coiled 61-000224-02
USB Hardware
1
2
Default to USB
(HID)
Save
Settings
Test Symbol
(ABCDEFGHIJKLMNOP)
Step 1 — Check Required Hardware
The HS-21/HS-41X is shipped with one of the following cables:
USB Hardware
1. HS-21/HS-41X Handheld Reader
2. USB cable
RS-232 Hardware
1. HS-21/HS-41X Handheld Reader
2. RS-232 Cable
3. RS-232 Power Supply
Detaching the Cable
The reader can be converted from USB to RS-232 or from RS-232 to
USB by changing the cable and scanning the appropriate communications
programming symbol below. To detach the USB or RS-232 cable
from the reader, press a paper clip into the hole on the side of the
handle and gently pull the cable out of the connector.
6’ USB
Straight
Cable
8’ RS-232
Coiled
Cable
Save
Settings
USB
Interface
RS-232
Interface
Quick Start Guide
HS-21/HS-41X
Handheld Reader
P/N 83-110003 Rev A
Step 2 — Set Up Hardware (RS-232)
Hardware for RS-232
RS-232 Installation
To power on the reader, plug the
RS-232 cable into the reader’s
handle, plug the power supply into
the AC outlet, plug the power supply
cord into the barrel jack on the
cable, and then connect the cable
to the appropriate serial port on
the host. The unit will beep twice
and the LED will turn off. The
reader will now be ready to use.
1HS-21 Handheld Reader FIS-HS21-000XG
HS-41X Handheld Reader FIS-HS41X-000XG
2RS-232 Cable, 8’ Coiled 61-000224-03
3
RS-232 Power Supply, 8’ Coiled, U.S.
20-000335-02
RS-232 Power Supply, 8’ Coiled, Euro
20-000336-02
RS-232 Power Supply,
8’ Coiled, UK 20-000337-02
RS-232 Hardware
1
2
3
Reset to RS-232
Factory Defaults
Save
Settings
Test Symbol
(ABCDEFGHIJKLMNOP)
Step 3 — Install ESP
ESP Software is Microscan’s configuration and testing software. Use
ESP to set up your HS-21 and HS-41X Handheld Reader.
ESP can be found on the Microscan Tools CD that is packaged with
the reader.
1. Follow the prompts to install ESP from the CD.
2. Click on the ESP icon to run the program.
Note: ESP can also be installed from the Download Center at
www.microscan.com.
Minimum System Requirements
• 233 MHz Pentium processor
• Windows 7 (32-bit or 64-bit), Vista (32-bit or 64-bit), XP, or 2000
• Internet Explorer 6.0 or higher
• 128 MB RAM or greater
• 80 MB hard drive space
• 800 x 600 minimum 256 color display (1024 x 768 32-bit color
recommended)
Step 4 — Select Model
When you start ESP, the following menu will appear:
1. Click the HS-21/HS-41X button and then click OK. If you
do not want to make this selection every time you start
ESP, uncheck “Show this dialog at startup”. If you need to
select another model later, click Switch Model at the top of
the screen.
Note: You can also type a name of your choice in the
Description text field and click OK.
2. Click Yes when this dialog appears:

Copyright ©2012 Microscan Systems, Inc.
Step 7 — Configure the Reader
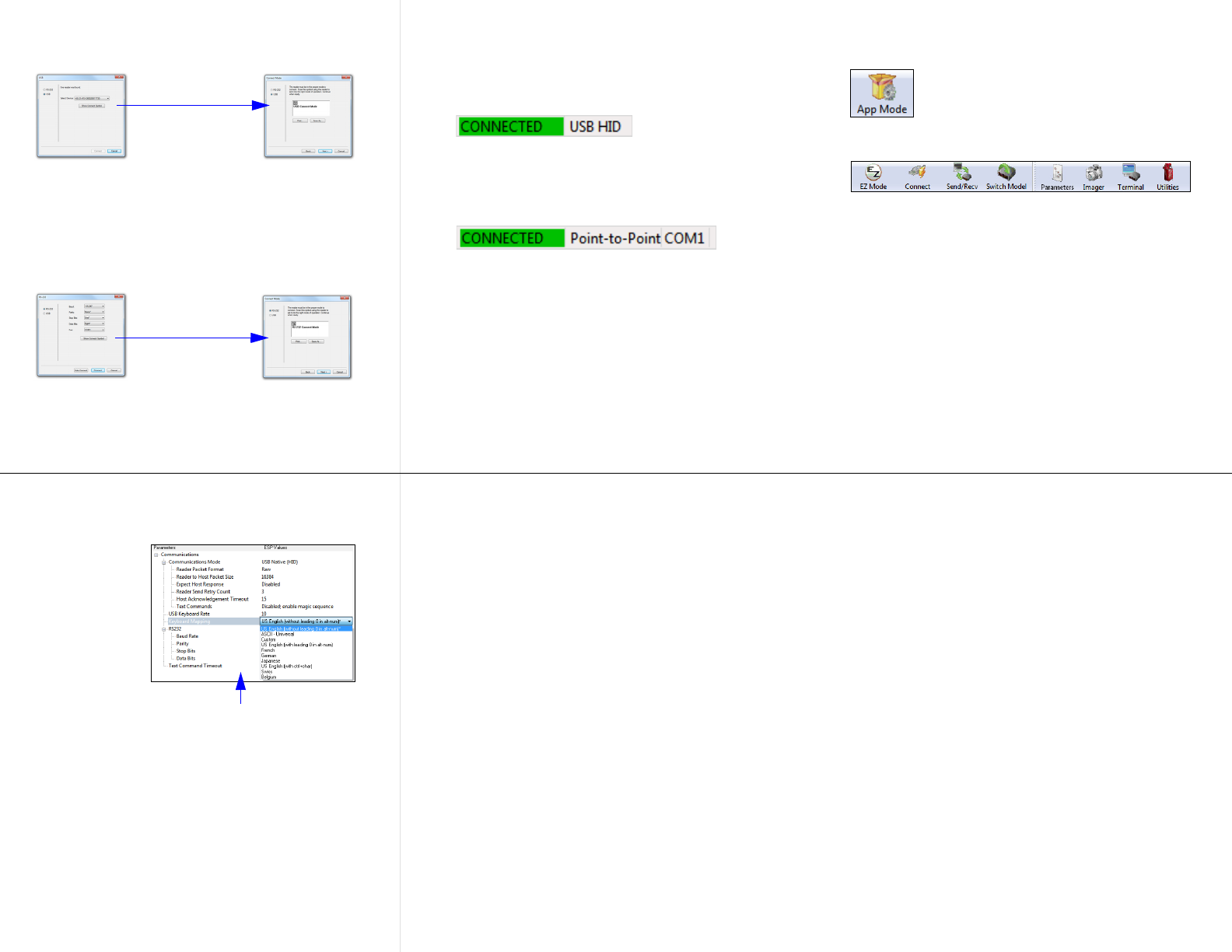
Click the App Mode button to make configuration changes.
The following modes are accessible by clicking the buttons in
the first row of App Mode icons:
• Click the EZ Mode button to return to the EZ Mode view.
• Click the Autoconnect button to establish communication.
• Click the Send/Recv button to send or receive commands.
• Click the Switch Model button to open the model menu.
• Click the
Parameters
button to show the tabbed tree controls for
Communication, Read Cycle, Symbologies, and I/O Parameters.
• Click the Imager button to capture and decode symbols and
to use Window of Interest for Near Field and Far Field.
• Click the Terminal button to display decoded symbol data
and to send serial commands to the reader using text or macros.
• Click the Utilities button to show the tabbed interfaces for
Device Control, Differences from Default, Firmware, and
Advanced settings.
For further details, see ESP Help in the dropdown Help menu or
refer to the HS-21/HS-41X Handheld Reader User’s Manual.
Step 6 —
Connect to ESP
USB
Once you have clicked Connect in the USB Select Device
field, the CONNECTED message will appear in a green box in
the status bar at the bottom right of the screen.
You are now ready to configure the USB HS-21/HS-41X using
ESP
.
RS-232
Once you have selected RS-232 settings and communications
port and clicked
Connect
, the
CONNECTED
message will appear
in a green box in the status bar at the bottom right of the screen.
You are now ready to configure the RS-232 HS-21/HS-41X
using ESP.
Step 5 — Select Interface
USB
1.
Print and
decode the
USB Connect Mode
symbol to ensure
that you are in the correct
communications mode. Keep the
printed symbol in a convenient
place for future use. Click
Next
when you are finished.
2. You will then see your reader’s ID in the Select Device
field. The Reader ID number should match the serial number
next to the trigger under the optical head of the reader.
Click Connect.
RS-232
Print and decode the RS-232 Connect Mode symbol and
decode it
with the reader to ensure that you are in the correct
communications mode. Keep the printed symbol in a convenient
place for future use. Be sure the correct communications
port is selected. Click Next, and then Connect.
Click the Show
Connect Symbol
button.
Click the Show
Connect Symbol
button.
Step 8 — Save Changes in ESP
To make changes to a configuration setting:
•Send, No Save. Changes will be lost when power is re-applied
to the reader.
•Send and Save. This activates all changes in current memory
and saves to the reader for power-on.
1. Left-click on the
+ to expand the
desired tree.
2. Double-click on
the desired
parameter and
click once in the
selection box to
view options.
5. Right-click on
the open
screen and
select Save to
Reader to
implement the
command in
the reader.
3. Place your cursor
in the selection
box, scroll down
to the setting you
want to change,
and click once on
the setting.
4. Left-click on the
open screen to
complete your
selection.