Midmark RTLS Solutions 532013MAT Mini Asset Tag User Manual Exhibit D Users Manual per 2 1033 b3
Versus Technology, Inc. Mini Asset Tag Exhibit D Users Manual per 2 1033 b3
Exhibit D Users Manual per 2 1033 b3

Versus Information System
User Guide
VERSUS TECHNOLOGY, INC
2600 MILLER CREEK ROAD
TRAVERSE CITY, MI 49684
(231) 946-5868
Versus Technology, Inc.
iii
Copyright 1991-2012 Versus Technology, Inc., all rights reserved
This document contains users’ information on technology that is proprietary to Versus
Technology, Inc. Permitted transmittal, receipt or possession of this document does not express
license or imply any rights to use, sell, design or manufacture this information. No reproduction,
publication, or disclosure of this information, in part or in whole, shall be made without prior
written authorization from an officer of Versus Technology, Inc.
WARNING! This product is not designed, intended, authorized or warranted for use in any life
support or other application where product failure could cause or contribute to personal injury,
death, or severe property damage.
Contact Versus Technology Customer Support for a complete listing of US and Foreign Patents
and Patents Pending that cover this product or its systems.
Versus Information System
Versus Technology, Inc. uses patented infrared and radio frequency technology to deliver precise
location-specific information.
The Versus Information System is marketed directly to medical facilities and through a network
of authorized distributors.
Because Versus Technology, Inc. is constantly improving its products, specifications within all
Versus manuals are subject to change without notice.
Versus User Guide
Revision date: July 7, 2016
Proprietary Information – Do Not Distribute
FCC and CANADA STATEMENT:
These devices comply with part 15 of the FCC Rules. Operation is subject to the following two
conditions: 1) This device may not cause harmful interference, and 2) this device must accept any
interference received, including interference that may cause undesired operation.
Modifying or tampering with the transceiver’s or receiver’s internal components can cause a
malfunction, invalidate the warranty, and will void your FCC authorization to use these products.
Le présent appareil est conforme aux CNR d'Industrie Canada applicables aux appareils
radioexempts de licence. L'exploitation est autorisée aux deux conditions suivantes : (1)
l'appareil nedoit pas produire de brouillage, et (2) l'utilisateur de l'appareil doit accepter
tout brouillageradioélectrique subi, même si le brouillage est susceptible d'en
compromettre le fonctionnement.
© Versus Technology, Inc. 2012. All rights reserved. Versus is a registered trademark of Versus
Technology, Inc. and VIS, Accuracy Matters, The Location Information Company, When
Accuracy Matters, Your Location Solutions Provider, VISion , Reports Plus, Transaction Engine,
Rules Engine, Patient VISion, Asset VISion, QuickStat and PhoneVision are trademarks of
Versus Technology, Inc. All other trademarks are property of their respective owners.
Versus Technology, Inc.
v
Contents
1. Introduction ........................................................................................................................... 1
1.1 Purpose of This Guide .................................................................................................. 1
1.2 Computer Requirements ............................................................................................... 1
1.2.1 Server Computer Requirements ...................................................................... 2
1.2.2 Computer Workstation Requirements Including Relay Controlled Devices..... 2
1.3 Terms and Definitions ................................................................................................... 3
1.4 Versus Hardware Parts List .......................................................................................... 4
2. System Description .............................................................................................................. 5
2.1 Infrared (IR) Tracking .................................................................................................... 5
2.2 Radio Frequency (RF) Signals ...................................................................................... 5
2.3 System Hardware Components .................................................................................... 6
2.3.1 Badges ............................................................................................................. 6
2.3.2 Sensors ............................................................................................................ 9
2.3.3 Collectors ....................................................................................................... 10
2.3.4 Ethernet Concentrators .................................................................................. 11
2.3.5 Optional Hardware ......................................................................................... 11

Versus Technology, Inc.
1
1. Introduction
1.1 Purpose of This Guide
This document is intended to provide information about the components of a Versus Information
System. Read this entire document before proceeding with the installation. A general
understanding of wiring and telephone installation techniques is assumed.
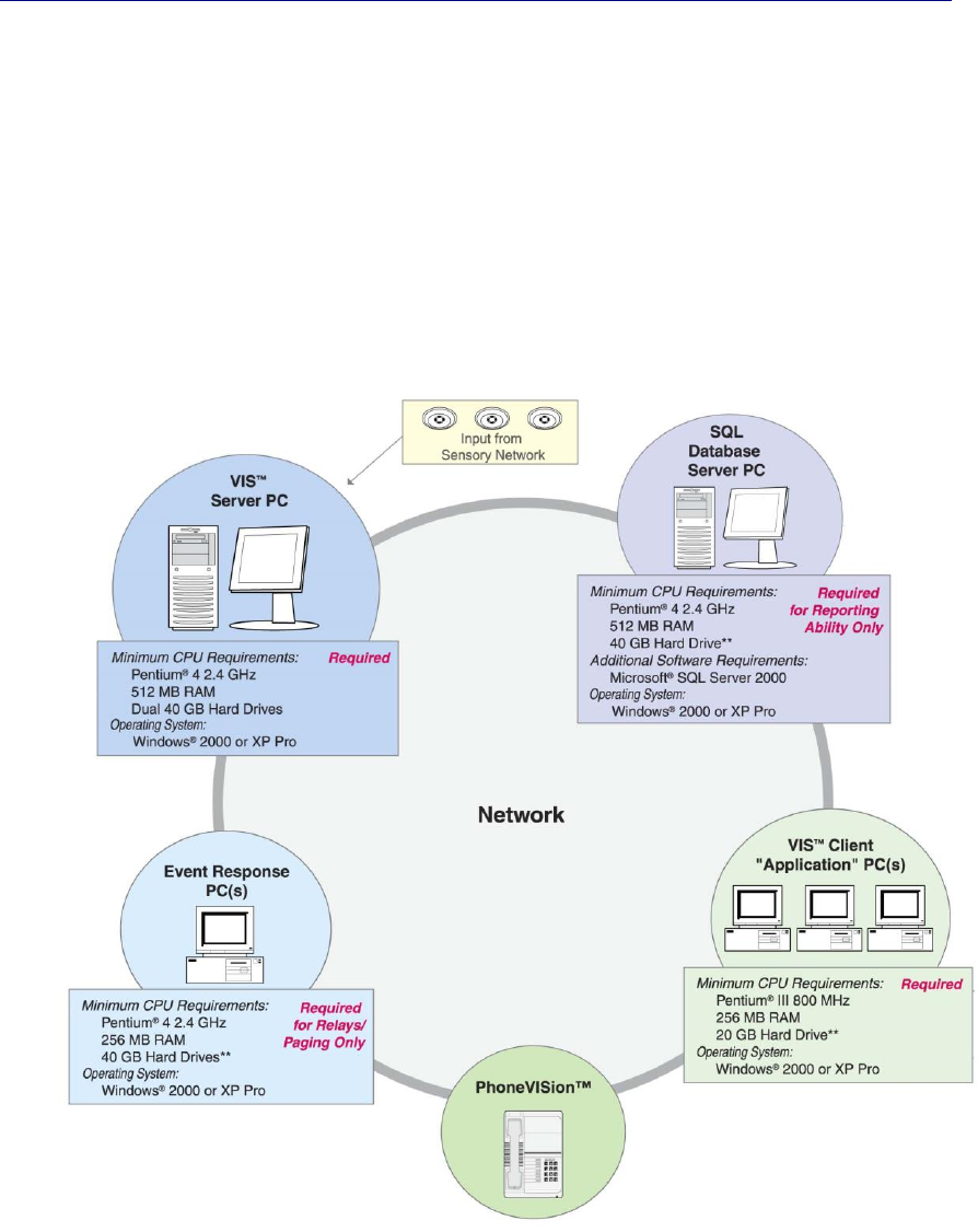
1.2 Computer Requirements
The Versus software runs in the Microsoft Windows 2000 (or greater) or XP environments, and
requires a computer system with reasonable capacity and speed.

Versus Technology, Inc.
2
1.2.1 Server Computer Requirements
The minimum computer requirement for the server computer running the Data Server, Badge
Server, and Configuration Utilities are as follows:
Operating System
Windows 2000 or XP, Pro or Server version recommended
Processor
Current shipping model or better
Memory
512 MB RAM or more, depending on operating system
Hard drive
40 GB or equivalent
2nd Hard Drive
40 GB hard drive for purpose of redundancy
Floppy Disk Drive
3.5 1.44 MB
CD-ROM
48X CD-ROM or better, CD-RW optional
Sound Card
Standard sound card or better (optional)
Speakers
Standard Speakers (optional)
Network Card
Standard Ethernet Card
Modem
56K Data/Fax Modem (optional)
Tape Backup
10/20GB, SCSI, Travan-5 or Equivalent (recommended)
UPS
UPS recommended
These are minimum requirements only; additional resources may be needed depending on the size
of the system.
1.2.2 Computer Workstation Requirements Including Relay Controlled Devices
As part of the Versus Information System, relay-controlled devices (such as corridor lights) can be
connected to relay boards, which are then connected to a computer that contains a relay control
board. The computer that contains the relay control board will also have the Relay Control
software installed for configuring the relays.
The computer requires a PCI slot for the PCI-DIO96H relay controller card. One PCI-DIO96H
relay controller card can have two CIO-ERB48 relay boards connected to it. One workstation can
have up to five PCI-DIO96H relay controller cards installed, assuming there are five PCI slots
available in the computer. This means that one computer could control up to 480 relays.
Operating System
Windows 2000+ or XP, Pro or Server version recommended
Processor
Current shipping model or better
Memory
256 MB RAM or more, depending on operating system
Hard drive
40 GB or equivalent
Floppy Disk Drive
3.5 1.44 MB
CD-ROM
48X CD-ROM or equivalent, CD-RW optional
Sound Card
Standard Sound Card
Speakers
Standard Speakers
UPS
UPS recommended
Network Card
Standard Ethernet Card
PCI Slot(s)
*Required for relay
applications
One PCI slot required for every 96 relays. Computer case large
enough to house a 12-inch relay card. 5 cards can be installed in
one computer, assuming 5 PCI slots are available.
Relay Control Card
*Required for relay
applications
PCI-DIO96H
Versus Technology, Inc.
3
1.3 Terms and Definitions
The following terms will be used throughout this hardware installation guide to refer to system
components and modes of operation.
Bridging Clip – A small metal clip used in a Punch-down Block to short the left-hand columns to
the right hand columns of punch-down terminals.
Collector – This device gathers the tracking data from as many as 24 Sensors, processes it as
required, and sends it via the 2-pair collecting network to the Ethernet Concentrator. Each system
must contain at least one Collector, and many systems will contain more than one.
Ethernet Concentrator – This device provides an interface between the 2-pair network that
connects Collectors together (the “Collector Network”) and the computer system. It assembles the
data from the various Collectors and bundles it for delivery to the host computer. Each system
must contain at least one Ethernet Concentrator, and many systems will contain only one.
Impedance – A measure of a characteristic of wire that is very important when digital data signals
are to be sent over the wires at high speeds. All wires have impedance determined by their makeup
and twisting called the “characteristic impedance” of the wire. Most solid twisted pair wire is
about 100 ohms impedance, and the coaxial cables used are 50, 75, or 93 ohms.
Sensor – A device that gathers infrared (IR) light or radio frequency (RF) energy and converts it
to an electrical signal, which is then sent over a single pair of wires to a Collector.
Sensor Connection – A single-pair cable that connects a Sensor to a Collector port. All of the
Sensor connections in a system may be referred to as the “Sensory Network.”
Plenum – Any area that serves as a duct or passage for breathable air. Many office buildings use
the space above the suspended ceiling as a return air “plenum” for the heating and air conditioning
systems. Most laws require any cables that run in an air plenum to be made of materials which will
not burn, or which will not release toxic gases when burned.
Punch-down Block – This device is used to connect Sensor wires to the Collector in an organized
fashion. A special tool is used to “punch” the wire onto the Punch-down Block terminals, which
causes the terminals to penetrate the wire insulation and cut off excess wire in one easy step.
Punch-down Blocks are the preferred method of connection for solid wire in telephone systems.
RJ – Acronym for Registered Jack. Versus uses some modular-style connectors identified by their
‘RJ’ designations. RJ-11 is a generic term, often used to refer to a six-position jack, though it
specifically refers to a single-pair connection in a six-position shell. RJ-12 refers to a two-pair
connection in a six-pair shell, and RJ-25 refers to a three-pair connection in a six-pair shell.
Shielded Wire – A type of wire wrapped in a braided or foil shield that protects it from electrical
interference. Use of shielded wire may be the only solution in a very high-noise environment.
STP – Acronym for Shielded Twisted Pair. This is wiring usually used in audio system
installations where electrical interference is a prime concern (see Shielded Wire).
Twisted Pair – The wire used to interconnect Sensors, Collectors, and interfaces is twisted into
pairs to make the wire characteristics more uniform and to cancel out many types of interference
to which the wires might be subjected (see UTP).
USOC – Acronym for Universal Service Ordering Codes. The connectors and wiring adhere to the
USOC wiring practices standard wherever possible.

Versus Technology, Inc.
4
UTP – Acronym for Unshielded Twisted Pair. This is the typical solid, paired wire used in phone
system installations. It has no outer shield layer (see Twisted Pair).
1.4 Versus Hardware Parts List
Part Number
Description
Part Number
Description
VER-0005
Badge Tester
VER-3010
Digital I/O Board
VER-1770
IR Locator Badge
VER-3015
External Relay Board
VER-1780
IR/RF Personnel Alert Badge
VER-3500
Perimeter Alarm Sentinel
VER-1810
IR Asset Tag
VER-3600
Wiegand Converter
VER-1830
IR/RF Asset Tag
VER-4426
IR Sensor
VER-188x
Mini Asset Tag
VER-4440
Auto Assigner
VER-1875
RF/PAS Asset Tag
VER-4442
Supervised Sensor
VER-1920
IR/RF Flex Badge
VER-4444
PC Sensor
VER-2032
Ethernet Concentrator
VER-4452
RF Sensor
VER-2032-DHCP
DHCP Ethernet Concentrator
VER-4060
Remote Station
VER-2404
Collector
VER-4065
Remote Station with Pull
Cord Chain
VER-2404-DHCP
DHCP Collector
VER-4070
Remote Station with ¼” Jack

Versus Technology, Inc.
5
2. System Description
The Versus Information System is a reliable, flexible platform for locating people and equipment
indoors. The system badges, worn by people or attached to assets, emit infrared (IR) or a
combination of infrared and radio frequency (RF) signals that contain information about the
badge. The information is sent through the sensory network to a host computer that retrieves the
information and translates the data into names of rooms, people, and equipment. Workstations on
a LAN throughout the facility can access the location data with various client software programs,
which display the current locations of people and equipment. In addition, the system can display
alarms on the monitor, send pager messages, and store data for later use in reports.
System Structure
2.1 Infrared (IR) Tracking
The use of infrared (IR) signals for tracking has distinct advantages, since it allows accurate
locating via signals that will not penetrate walls or floors. A system of strategically placed IR
Sensors receives IR signals as badges move between rooms or areas of a building.
2.2 Radio Frequency (RF) Signals
In addition to the IR signal, a low-power radio frequency (RF) signal is incorporated into some
badges. RF signals penetrate walls and ceilings, allowing the RF signal to act as a backup if the IR
signal is blocked. If the IR signal is blocked and an RF Sensor receives the RF signal, the last
known IR location of the badge continues to display. In addition, the RF signal can be used in a
supervisory capacity to indicate a low-battery status or button press information, and can trigger
the Versus system to activate a pre-programmed response. RF badges and Sensors can also be
used for other purposes.
Dedicated Versus Server installed with
the Badge Server, Data Server,
Configuration Utilities, and optional
software such as the Event Monitor

Versus Technology, Inc.
6
2.3 System Hardware Components
The Versus Information System is made up of a network of badges, Sensors, Collectors, and
Ethernet Concentrators.
2.3.1 Badges
Badges send infrared (IR) and/or radio frequency (RF) signals to Sensors that are usually installed
in the ceilings of rooms. This signal contains encoded digital information that is used to identify
and obtain the status of the badge. Motion, timing, battery state, and auxiliary information are all
included in the signal.
Badges are worn by people or attached to equipment, and Remote Station units are affixed to
walls. Badges can include IR, RF, or both IR and RF technology, depending on the needs of the
facility. Some badges also include a button for alarm notification. Consult the badge specification
sheets for more information on battery and component functions.
2.3.1.1 Infrared (IR) Badges
IR badges use near-visible light to communicate with the IR Sensors, so the signal can be blocked
from reaching the Sensors by clothing or obstacles. This is the same technology used to operate a
television remote control. Just as the television remote control cannot be expected to change the
channel on a set in the next room, the IR badge signal should not be expected to be received if the
badge is covered or hidden from view of the Sensor.
IR-only tags can be used for locating people or equipment. These badges are ideal for locating
applications in which location is required, but communication or alert capabilities are not needed.
IR Locator Badge (VER-1770)
The IR Locator Badge sends infrared signals from two emitters located
in the “window” on the front of the badge case. The signals are directed
upward and somewhat forward at a wide angle to be received by the
Sensors. Better performance occurs by keeping the badge in an upright
position.
Battery Type – 3.0 V lithium coin cell (industry type
CR2477 lithium 950 mAH)
IR Asset Tag (VER-1810)
The IR Asset Tag can be affixed to equipment and other assets. The tag
emits digitized light signals that relay the badge’s unique identification code
to the system and provides location information about the item within a
facility.
Battery Type – 3.0 V lithium coin cell (industry type CR2477 lithium 950 mAH)

Versus Technology, Inc.
7
2.3.1.2 IR/RF Badges
In addition to sending IR signals, IR/RF badges have the added feature of sending radio frequency
signals that are received by RF Sensors.
RF signals are used in a supervisory capacity in cases when IR signals are obstructed from view.
RF is also responsible for sending alarms and call signals that are triggered when a badge button is
pressed.
IR/RF Personnel Alert Badge (VER-1780)
The Personnel Alert Badge uses IR and RF technologies. It is also
equipped with a call/alert button that, when pressed, fires IR and RF
signals, which can notify the system to activate a customizable, pre-
programmed response.
Battery Type – 3.0 V lithium coin cell (industry type
CR2477 lithium 950 mAH)
RF Frequency – 433.9 MHz
IR Wavelength – 875 nanometers
IR/RF Asset Tag (VER-1830)
The Asset Tag uses IR and RF technologies. It is used to identify the current
location of portable assets.
Battery Type – 3.0 V lithium coin cell (industry type CR2477 lithium 950 mAH)
RF Frequency – 433.9 MHz
IR Wavelength – 875 nanometers
NOTE: The Asset Tag’s RF functions may be limited if the tag is affixed to metal—Versus
recommends that the tag be used on non-metal surfaces or with a bracket.
IR/RF Mini Asset Tag (VER-188x)
Like the Asset Tag, the Mini Asset Tag uses IR and RF technologies to identify the current
location of portable assets. The smaller size and round shape of this tag make it suitable for
smaller surface mounts.
Battery Type – 3.0 V lithium coin cell (industry type CR2450 lithium 620 mAH)
RF Frequency – 433.9 MHz
IR Wavelength – 875 nanometers
NOTE: The Mini Asset Tag’s RF functions may be limited if the tag is affixed to metal—
Versus recommends that the tag be used on non-metal surfaces or with a bracket.
IR/RF Flex Badge (VER1920)
The Flex Badge uses IR and RF technologies. Like the Personal Alert Badge,

Versus Technology, Inc.
8
it is also equipped with a call/alert button that, when pressed, sends IR and RF
signals, which can notify the system to activate a customizable response.
The Flex Badge ships with a hook and loop band, allowing it to be worn
like a wrist watch or suspended from a standard bulldog clip.
Battery Type – 3.0 V lithium coin cell (industry type CR3032 lithium 500 mAH)
RF Frequency – 433.9 MHz
IR Wavelength – 875 nanometers
2.3.1.3 Radio Frequency (RF) Badges
RF/PAS Asset Tag (VER-1875)
The RF/PAS Asset Tag uses radio frequency (RF) signaling technology in
combination with Versus’ Perimeter Alarm Sentinel (PAS) technology to secure portable assets
from unauthorized removal. PAS technology provides security, but not location. The PAS
component causes the tag’s RF signal to send an alarm when the tag enters a PAS zone, thereby
signaling unauthorized removal of a tagged item from a specific area.
Battery Type – 3.0 V lithium coin cell (industry type CR2477 lithium 950 mAH)
RF Frequency – 433.9 MHz
The RF/PAS Asset Tag must be used in combination with the Versus PAS Unit (VER-3500),
which is installed in a portal or doorway area to create a protected PAS zone.
NOTE: The Asset Tag’s RF functions may be limited if the tag is affixed to metal—Versus
recommends that the tag be used on non-metal surfaces or with a bracket.
Remote Stations
(VER-4060 w/ Button, VER-4065 w/ Pull Cord, VER-4070 w/ Jack)
This small, wireless, radio frequency (RF) device
can be mounted on a wall or other non-metal
surface using an electrical outlet box (sold
separately). The standard unit includes a button for
call capabilities, but is also available with either a
pull cord or ¼-inch jack for standard call cord
attachments (sold separately).
When activated by pressing the button, pulling the cord, or initiating the
call cord attachment, the device sends an RF signal to notify the Versus
System to activate a customizable preprogrammed response. In addition,
when the unit is activated, an LED illuminates and a magnetic buzzer
sounds to provide both visible and audible feedback.
By default, the unit has a red button and red LED that can be customized
to yellow or green on request. Please specify preferred alternative color.
Battery Type – (4) AAA alkaline batteries
RF Frequency – 433.9 MHz

Versus Technology, Inc.
9
RF Event Tag (VER-3520/22)
The Event Tag, using Radio-frequency Identification (RFID) signals, continually
monitors for an activity and notifies the Versus system that a specific event has
been initiated at that tag location. The Event Tag monitors for dry-contact closures,
motion switch activity and/or passive IR detection.
When such an event is detected, the Event Tag relays the event information to the
Versus system. For example, a resulting message might be: “Crash Cart #4 located
in Hallway 2East. Door was opened at 2:15am on 10/12/11.
Additionally, upon detecting an event, the Event Tag scans the immediate vicinity for a Versus
RTLS Badge or Tag and, if detected, relays the identity of the badge tied to the initial event. The
scan will last for up to five (5) seconds. For example, a resulting message might be: “Soap
dispenser #235 located in Patient Room 2030 was activated at 9:20pm on 10/12/11 by RN25
Smith.”
Battery Type – 3.0 V AA (industry type lithium 2400 mAH)
RF Frequency – 433.9 MHz
NOTE: The Event Tag’s RF functions may be limited if the tag is affixed to
metal—Versus recommends that the tag be used on non-metal surfaces or with a
bracket.
2.3.2 Sensors
Sensors receive signals from badges, convert them into electrical signals and pass the data along to
Collectors. Up to 24 Sensors can be connected to a Collector, although Versus recommends no
more than 20-22 initially to allow for future expansion. Sensors are usually mounted in the ceiling
tiles of a facility, or they can be placed in standard electrical junction boxes where required by
local building codes.
2.3.2.1 Infrared (IR) Sensor (VER-4426)
IR Sensors receive IR signals from badges and convert them into electrical signals. A single
unshielded twisted-pair wire transmits the signals to a Collector and provides the Sensor’s
operating power.
The VER-4426 Hi-Efficiency IR Sensor replaces the original VER-4422 IR Sensor.
The new version is less susceptible to interference from outside IR and RF noise and
fluorescent lighting. They also read low battery badges at greater distances. The Hi-
Efficiency IR Sensor can be identified by its dim yellow Activity Indicator Light that
blinks when an IR signal is received, and stays on when the Sensor is flooded by
outside interference—a feature which can be a helpful troubleshooting tool.
The maximum run length from an IR Sensor to a Collector is 1000 feet. IR Sensors have 360-
degree horizontal coverage, 180-degree vertical coverage, and 15-foot reception distance.
An additional focus ring can be installed inside the IR Sensor to narrow its pickup range to a
smaller area, which can be useful in rooms with multiple patient beds or for pinpoint desk-to-desk
coverage in a nurses’ station.

Versus Technology, Inc.
10
2.3.2.2 Radio Frequency (RF) Sensor (VER-4452)
RF Sensors operate at 433.92 MHz receive frequency. They convert
encoded RF signals emitted by badges into electrical signals, and send them
to Collectors via a single unshielded, twisted-pair wire.
Planning the location of RF Sensors depends upon the facility. In most
cases, for complete coverage, they can be placed approximately 100’ apart, because they have a
sensitivity range radius of approximately 50’. However, because concrete and steel structures
absorb the RF signal, and other materials affect the strength of RF signals, testing is necessary to
determine the best placement of RF Sensors.
2.3.2.3 Supervised Sensor (VER-4442)
The Supervised Sensor is an IR Sensor with the added ability to generate its
own badge signal, allowing the Versus system to monitor the data delivery
to its Collector. Using one Supervised Sensor per Collector, the Versus system can send an alert if
a portion of the sensory network or facility intranet stops sending badge data. Utilization of this
Sensor’s supervisory capabilities requires the use of the Collector Checker software (included with
the VER-8000 Data Server software) and Audio/Visual Services software (sold separately). The
Supervised Sensor contains a red diagnostic LED that flashes when receiving IR signals, or stays
lit when the Sensor is flooded by light.
2.3.2.4 PC Sensor (VER-4444)
The PC Sensor is an IR Sensor that can be attached to any PC computer to
create a location zone. Unlike a standard IR Sensor, no hardwiring is
necessary. Simply attach it to a computer’s serial port, install the software,
and you have a permanent or temporary location for use with the Versus
Information System. The PC Sensor’s range is 4-6 feet in front of the Sensor,
and the computer to which it is attached must be running in order for it to sense badges. To
accomplish a greater sensing range, a standard IR Sensor may be wired to the PC Sensor to be
used externally. An RF Sensor may also be wired to the PC Sensor.
2.3.3 Collectors
After Sensors receive signals from badges and convert them to electrical
signals, the data is passed to a Collector. The Collector accepts the inputs
from the Sensors and assembles the inputs into larger, network-ready
packets. The packets are then relayed to the Ethernet Concentrators.
Note: Although all Versus Collectors can support up to 24 Sensors, we recommend placing no
more than 20-22 on each Collector at initial installation to allow for future expansion without
having to add additional Collectors.

Versus Technology, Inc.
11
2.3.4 Ethernet Concentrators
Ethernet Concentrators are network devices that receive all data passed
from Sensors through Collectors, format the data, and send it as a data
packet to a computer over a LAN. Up to four Collectors can be connected
to one Ethernet Concentrator. Each Ethernet Concentrator is assigned an
IP address, which is how the data is communicated to the Data Server.
2.3.5 Optional Hardware
Badge Tester (VER-0005)
A Badge Tester tests the battery and auxiliary information from the badge. It
will indicate whether a valid IR packet is received and if the battery needs to be
replaced. If a valid IR packet is received, the tester will display all badge details
and flash a red LED in the corner. Badge information includes the badge
number, T-count, button press state(s), motion state, and battery state. The tester
does not test RF function.
Auto Assigner (VER-4440)
The Auto Assigner makes the badge assignment process fast
and easy. By placing a Versus IR or combination IR/RF
badge under the unit, the Versus Badge Wizard automatically
pops up on the computer screen and fills in the badge number
field without the need to manually type in each badge number
during the assignment process. Requires the Event Monitor
software.