Midmark RTLS Solutions VER4060B Push Button Remote Station User Manual Versus User Guide
Versus Technology, Inc. Push Button Remote Station Versus User Guide
Exhibit D Users Manual per 2 1033 b3

Versus Information System
User Guide
VERSUS TECHNOLOGY, INC.
2600 MILLER CREEK ROAD
TRAVERSE CITY, MI 49684
(231) 946-5868
www.versustech.com
i
Copyright 1991 – 2006 Versus Technology, Inc., all rights reserved.
This document contains user’s information on technology that is proprietary to Versus Technology, Inc.
Permitted transmittal, receipt, or possession of this document does not express license or imply any
rights to use, sell, design, or manufacture this information. No reproduction, publication or disclosure of
this information, in whole or in part, shall be made without prior written authorization from an officer of
Versus Technology, Inc.
WARNING! This product is not designed, intended, authorized or warranted for use in any life
support or other application where product failure could cause or contribute to personal injury,
death, or severe property damage. This product or its systems are covered by one or more of the
following U.S. Patents: 4,906,853; 5,017,794; 5,027,314; 5,119,104; 5,276,496; 5,548,637;
5,572,195; 5,355,222; 5,387,993; 6,104,295; 6,154,139; 6,838,992.
Note: Versus Information Systems (VIS™)
VIS uses patented infrared and radio frequency technology to deliver precise location-specific
information.
VIS is marketed directly to medical facilities and through a network of authorized distributors.
Because Versus Technology, Inc. is constantly improving its products, specifications within all
Versus manuals are subject to change without notice.
Revision date: September 2006
Proprietary Information – Do Not Distribute
FCC STATEMENT: Components complying with part 15 of the FCC Rules. Operation is subject to
the following two conditions: 1) This device may not cause harmful interference, and 2) this device must
accept any interference received, including interference that may cause undesired operation.
Modifying or tampering with the transceiver’s or receiver’s internal components can cause a
malfunction, invalidate the warranty, and will void your FCC authorization to use these products.
Contents
1. Introduction ...........................................................................................................................3
1.1 Purpose of This Guide ..................................................................................................3
1.2 Computer Requirements...............................................................................................3
1.2.1 Server Computer Requirements ......................................................................4
1.2.2 Computer Workstation Requirements Including Relay Controlled Devices ....4
1.3 Terms and Definitions ...................................................................................................5
1.4 Versus Hardware Parts List ..........................................................................................6
2. System Description ..............................................................................................................7
2.1 Infrared (IR) Tracking ....................................................................................................7
2.2 Radio Frequency (RF) Signals......................................................................................7
2.3 System Hardware Components ....................................................................................8
2.3.1 Badges .............................................................................................................8
2.3.2 Sensors ..........................................................................................................11
2.3.3 Collectors .......................................................................................................12
2.3.4 Ethernet Concentrators..................................................................................12
2.3.5 Optional Hardware .........................................................................................12

Versus Technology, Inc.
3
1. Introduction
1.1 Purpose of This Guide
This document is intended to provide information about the components of a Versus Information
Systems (VISTM) system. Read this entire document before proceeding with the installation. A
general understanding of wiring and telephone installation techniques is assumed.
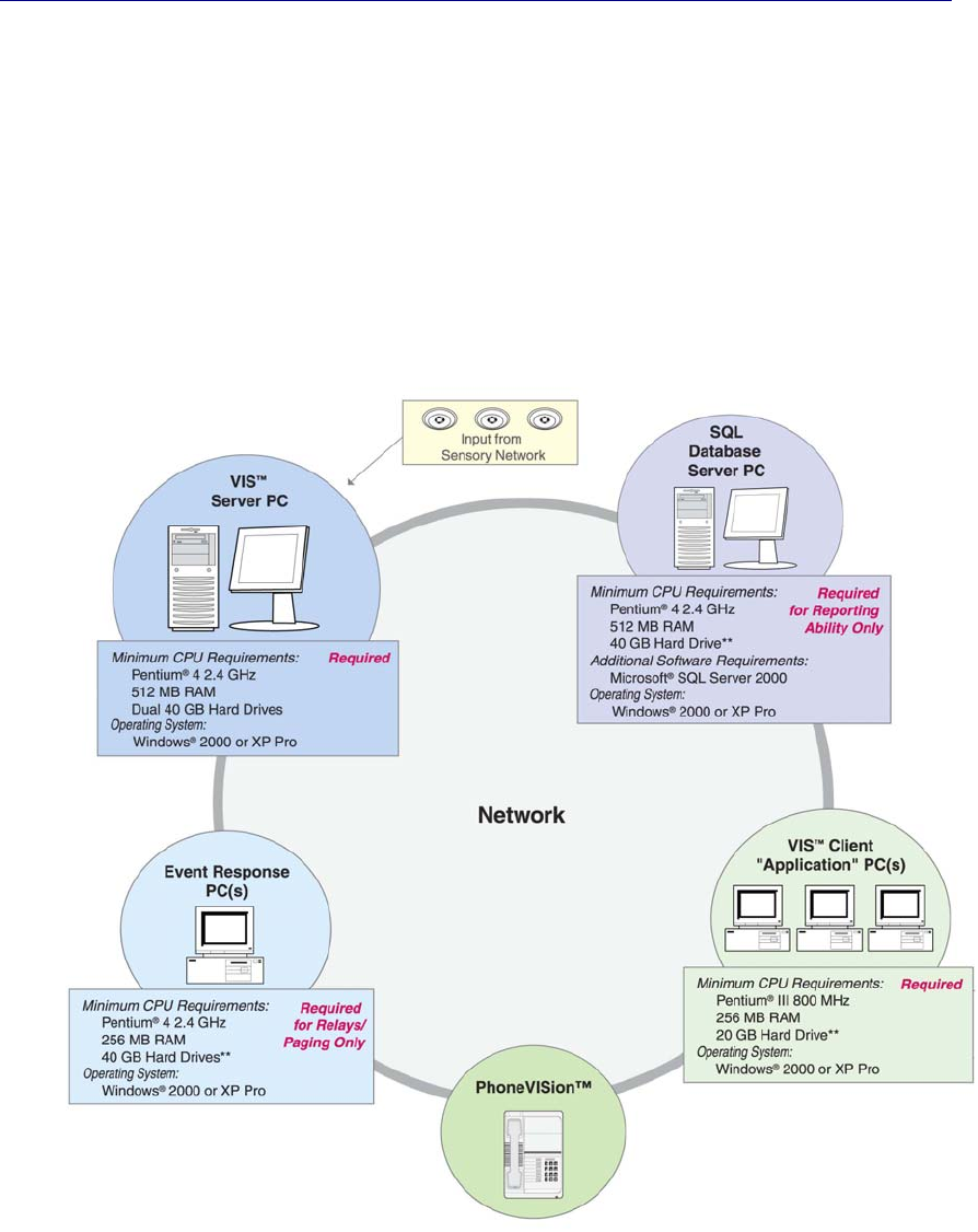
1.2 Computer Requirements
The VIS software runs in the Microsoft Windows 2000 or XP environments and requires a
computer system with reasonable capacity and speed.

Versus Technology, Inc.
4
1.2.1 Server Computer Requirements
The minimum computer requirement for the server computer running the Data Server, Badge
Server, and Configuration Utilities are as follows:
Operating System Windows 2000 or XP, Pro or Server version recommended
Processor Current shipping model or better
Memory 512 MB RAM or more, depending on operating system
Hard drive 40 GB or equivalent
2nd Hard Drive 40 GB hard drive for purpose of redundancy
Floppy Disk Drive 3.5 1.44 MB
CD-ROM 48X CD-ROM or better, CD-RW optional
Sound Card Standard sound card or better (optional)
Speakers Standard Speakers (optional)
Network Card Standard Ethernet Card
Modem 56K Data/Fax Modem (optional)
Tape Backup 10/20GB, SCSI, Travan-5 or Equivalent (recommended)
UPS UPS recommended
These are minimums only; additional resources may be needed depending on the size of the
system.
1.2.2 Computer Workstation Requirements Including Relay Controlled Devices
As part of the Versus System, relay-controlled devices (such as corridor lights) can be connected
to relay boards, which are then connected to a computer that contains a relay control board. The
computer that contains the relay control board will also have the Relay Control software installed
for configuring the relays.
The computer requires a PCI slot for the PCI-DIO96H relay controller card. One PCI-DIO96H
relay controller card can have two CIO-ERB48 relay boards connected to it. One workstation can
have up to five PCI-DIO96H relay controller cards installed, assuming there are five PCI slots
available in the computer. This means that one computer could control up to 480 relays.
Operating System Windows 2000 or XP, Pro or Server version recommended
Processor Current shipping model or better
Memory 256 MB RAM or more, depending on operating system
Hard drive 40 GB or equivalent
Floppy Disk Drive 3.5 1.44 MB
CD-ROM 48X CD-ROM or equivalent, CD-RW optional
Sound Card Standard Sound Card
Speakers Standard Speakers
UPS UPS recommended
Network Card Standard Ethernet Card
PCI Slot(s)
*Required for relay
applications
One PCI slot required for every 96 relays. Computer case large
enough to house a 12-inch relay card. 5 cards can be installed in
one computer, assuming 5 PCI slots are available.
Relay Control Card
*Required for relay
applications
PCI-DIO96H
Versus Technology, Inc.
5
1.3 Terms and Definitions
The following terms will be used throughout this hardware installation guide to refer to system
components and modes of operation.
Bridging Clip – A small metal clip used in a Punch-down Block to short the left-hand columns to
the right hand columns of punch-down terminals.
Collector – This device gathers the tracking data from as many as 24 Sensors, processes it as
required, and sends it via the 2-pair collecting network to the Ethernet Concentrator. Each system
must contain at least one Collector, and many systems will contain more than one.
Ethernet Concentrator – This device provides an interface between the 2-pair network that
connects Collectors together (the “Collector Network”) and the computer system. It assembles the
data from the various Collectors and bundles it for delivery to the host computer. Each system
must contain at least one Ethernet Concentrator, and many systems will contain only one.
Impedance – A measure of a characteristic of wire that is very important when digital data signals
are to be sent over the wires at high speeds. All wires have impedance determined by their makeup
and twisting called the “characteristic impedance” of the wire. Most solid twisted pair wire is
about 100 ohms impedance, and the coaxial cables used are 50, 75, or 93 ohms.
Sensor – A device that gathers infrared (IR) light or radio frequency (RF) energy and converts it
to an electrical signal, which is then sent over a single pair of wires to a Collector.
Sensor Connection – A single-pair cable that connects a Sensor to a Collector port. All of the
Sensor connections in a system may be referred to as the “Sensory Network.”
Plenum – Any area that serves as a duct or passage for breathable air. Many office buildings use
the space above the suspended ceiling as a return air “plenum” for the heating and air conditioning
systems. Most laws require any cables that run in an air plenum to be made of materials which will
not burn, or which will not release toxic gases when burned.
Punch-down Block – This device is used to connect Sensor wires to the Collector in an organized
fashion. A special tool is used to “punch” the wire onto the Punch-down Block terminals, which
causes the terminals to penetrate the wire insulation and cut off excess wire in one easy step.
Punch-down Blocks are the preferred method of connection for solid wire in telephone systems.
RJ – Acronym for Registered Jack. VIS uses some modular-style connectors identified by their
‘RJ’ designations. RJ-11 is a generic term, often used to refer to a six-position jack, though it
specifically refers to a single-pair connection in a six-position shell. RJ-12 refers to a two-pair
connection in a six-pair shell, and RJ-25 refers to a three-pair connection in a six-pair shell.
Shielded Wire – A type of wire wrapped in a braided or foil shield that protects it from electrical
interference. Use of shielded wire may be the only solution in a very high-noise environment.
STP – Acronym for Shielded Twisted Pair. This is wiring usually used in audio system
installations where electrical interference is a prime concern (see Shielded Wire).
Twisted Pair – The wire used to interconnect Sensors, Collectors, and interfaces is twisted into
pairs to make the wire characteristics more uniform and to cancel out many types of interference
to which the wires might be subjected (see UTP).
USOC – Acronym for Universal Service Ordering Codes. The connectors and wiring adhere to the
USOC wiring practices standard wherever possible.

Versus Technology, Inc.
6
UTP – Acronym for Unshielded Twisted Pair. This is the typical solid, paired wire used in phone
system installations. It has no outer shield layer (see Twisted Pair).
1.4 Versus Hardware Parts List
Part Number Description Part Number Description
VER-0005 Badge Tester VER-3010 Digital I/O Board
VER-1770 IR Locator Badge VER-3015 External Relay Board
VER-1780 IR/RF Personnel Alert Badge VER-3500 Perimeter Alarm Sentinel
VER-1810 IR Asset Tag VER-3600 Wiegand Converter
VER-1830 IR/RF Asset Tag VER-4426 IR Sensor
VER-1850 Mini Asset Tag VER-4440 Auto Assigner
VER-1875 RF/PAS Asset Tag VER-4442 Supervised Sensor
VER-1920 IR/RF Flex Badge VER-4444 PC Sensor
VER-2032 Ethernet Concentrator VER-4452 RF Sensor
VER-2032-DHCP DHCP Ethernet Concentrator VER-4060 Remote Station
VER-2404 Collector VER-4065 Remote Station with Pull
Cord Chain
VER-2404-DHCP DHCP Collector VER-4070 Remote Station with ¼” Jack

Versus Technology, Inc.
7
2. System Description
The VIS is a reliable, flexible platform for locating people and equipment indoors. The system
badges, worn by people or attached to assets, emit infrared (IR) or a combination of infrared and
radio frequency (RF) signals that contain information about the badge. The information is sent
through the sensory network to a host computer that retrieves the information and translates the
data into names of rooms, people, and equipment. Workstations on a LAN throughout the facility
can access the location data with various client software programs, which display the current
locations of people and equipment. In addition, the system can display alarms on the monitor, send
pager messages, and store data for later use in reports.
System Structure
2.1 Infrared (IR) Tracking
The use of infrared (IR) signals for tracking has distinct advantages, since it allows accurate
locating via signals that will not penetrate walls or floors. A system of strategically placed IR
Sensors receives IR signals as badges move between rooms or areas of a building.
2.2 Radio Frequency (RF) Signals
In addition to the IR signal, a low-power radio frequency (RF) signal is incorporated into some
badges. RF signals penetrate walls and ceilings, allowing the RF signal to act as a backup if the IR
signal is blocked. If the IR signal is blocked and an RF Sensor receives the RF signal, the last
known IR location of the badge is shown. In addition, the RF signal can be used in a supervisory
capacity to indicate a low-battery status or button press information, and can trigger the VIS to
activate a pre-programmed response. RF badges and Sensors can also be used for security
purposes at locations where tracking assets is important.
Dedicated VIS Server installed with the
Badge Server, Data Server,
Configuration Utilities, and optional
software such as the Event Monitor

Versus Technology, Inc.
8
2.3 System Hardware Components
The Versus Information System is made up of a network of badges, Sensors, Collectors, and
Ethernet Concentrators.
2.3.1 Badges
Badges send infrared (IR) or radio frequency (RF) signals to Sensors that usually are installed in
the ceilings of each room. This signal contains encoded digital information that is used to identify
and obtain the status of the badge. Motion, timing, battery state, and auxiliary information are all
included in the signal.
Badges are worn by people or attached to equipment, and Remote Station units are affixed to
walls. Badges can include IR, RF, or both IR and RF technology, depending on the needs of the
facility. Some badges also include a button for alarm notification. Consult the badge specification
sheets for more information on battery and component functions.
2.3.1.1 Infrared (IR) Badges
IR badges use near-visible light to communicate with the IR Sensors, so the signal can be hidden
from the Sensors by clothing or obstacles. This is the same technology used to operate your
television remote. Just as you cannot expect your television remote to change the channel if you
are locked in the next room, you should not expect the IR badge signal to work if the badge is
covered or hidden from view.
IR-only tags can be used for locating people or equipment. These badges are ideal for locating
applications in which location is required, but communication or alert capabilities are not needed.
IR Locator Badge (VER-1770)
The IR Locator Badge sends infrared signals from two emitters located
in the “window” on the front of the badge case. The signals are directed
upward and somewhat forward at a wide angle to be received by the
Sensors. Better performance occurs by keeping the badge in an upright
position.
• Battery Type – 3.0 V lithium coin cell (industry type
CR2477 lithium 950 mAH)
IR Asset Tag (VER-1810)
The IR Asset Tag can be affixed to equipment and other assets. The tag
emits digitized light signals that relay the badge’s unique identification code
to the system and provides location information about the item within a
facility.
• Battery Type – 3.0 V lithium coin cell (industry type CR2477 lithium 950 mAH)

Versus Technology, Inc.
9
2.3.1.2 IR/RF Badges
In addition to sending IR signals, IR/RF badges have the added feature of sending radio frequency
signals that are received by RF Sensors.
RF signals are used in a supervisory capacity in cases when IR signals are
obstructed from view. RF is also responsible for sending alarms and call signals
that are triggered when a badge button is pressed.
IR/RF Personnel Alert Badge (VER-1780)
The Personnel Alert Badge uses IR and RF technologies. It is also
equipped with a call button that, when pressed, fires IR and RF signals,
which can notify the system to activate a customizable, pre-
programmed response.
• Battery Type – 3.0 V lithium coin cell (industry type
CR2477 lithium 950 mAH)
• RF Frequency – 433.9 MHz
• IR Wavelength – 875 nanometers
IR/RF Asset Tag (VER-1830)
The Asset Tag uses IR and RF technologies. It is used to identify the current
location of portable assets.
• Battery Type – 3.0 V lithium coin cell (industry type CR2477 lithium 950 mAH)
• RF Frequency – 433.9 MHz
• IR Wavelength – 875 nanometers
NOTE: The Asset Tag’s RF functions may be limited if the tag is affixed to metal—Versus
recommends that the tag be used on non-metal surfaces or with a bracket.
IR/RF Mini Asset Tag (VER-1850)
Like the Asset Tag, the Mini Asset Tag uses IR and RF technologies to identify
the current location of portable assets. The smaller size and round shape of this tag
make it suitable for smaller surface mounts.
• Battery Type – 3.0 V lithium coin cell (industry type CR2450 lithium 620 mAH)
• RF Frequency – 433.9 MHz
• IR Wavelength – 875 nanometers
NOTE: The Mini Asset Tag’s RF functions may be limited if the tag is affixed to metal—
Versus recommends that the tag be used on non-metal surfaces or with a bracket.
IR/RF Flex Badge (VER1920)

Versus Technology, Inc.
10
The Flex Badge uses IR and RF technologies. Like the Personal Alert Badge,
it is also equipped with a call button that, when pressed, fires IR and RF
signals, which can notify the system to activate a customizable response.
The Flex Badge ships with a hook and loop band allowing it to be worn
like a wrist watch or suspended from a standard bulldog clip.
• Battery Type – 3.0 V lithium coin cell (industry type CR3032 lithium 500 mAH)
• RF Frequency – 433.9 MHz
• IR Wavelength – 875 nanometers
2.3.1.3 Radio Frequency (RF) Badges
RF/PAS Asset Tag (VER-1875)
The RF/PAS Asset Tag uses radio frequency (RF) signaling technology in
combination with Versus’ Perimeter Alarm Sentinel (PAS) technology to secure portable assets
from unauthorized removal. PAS technology provides security, but not location. The PAS
component causes the tag’s RF signal to send an alarm when the tag enters a PAS zone, thereby
signaling unauthorized removal of a tagged item from a specific area.
• Battery Type – 3.0 V lithium coin cell (industry type CR2477 lithium 950 mAH)
• RF Frequency – 433.9 MHz
The RF/PAS Asset Tag must be used in combination with the Versus PAS Unit (VER-3500),
which is installed in a portal or doorway area to create a protected PAS zone.
NOTE: The Asset Tag’s RF functions may be limited if the tag is affixed to metal—Versus
recommends that the tag be used on non-metal surfaces or with a bracket.
Remote Stations
(VER-4060 w/ Button, VER-4065 w/ Pull Cord, VER-4070 w/ Jack)
This small, wireless, radio frequency (RF) device
can be mounted on a wall or other non-metal
surface using an electrical outlet box (sold
separately). The standard unit includes a button for
call capabilities, but is also available with either a
pull cord or ¼-inch jack for standard call cord
attachments (sold separately).
When activated by pressing the button, pulling the cord, or initiating the
call cord attachment, the device sends an RF signal to notify the VIS to
activate a customizable preprogrammed response. In addition, when the
unit is activated, an LED illuminates and a magnetic buzzer sounds to
provide both visible and audible feedback.
By default, the unit has a red button and red LED that can be customized
to yellow or green on request. Please specify preferred alternative color.
• Battery Type – (4) AAA alkaline batteries
• RF Frequency – 433.9 MHz
•

Versus Technology, Inc.
11
2.3.2 Sensors
Sensors receive signals from badges, convert them into electrical signals and pass the data along to
Collectors. Up to 24 Sensors can be connected to a Collector, although Versus recommends no
more than 20-22 initially to allow for future expansion. Sensors are usually mounted in the ceiling
tiles of a facility, or they can be placed in standard electrical junction boxes where required by
local building codes.
2.3.2.1 Infrared (IR) Sensor (VER-4426)
IR Sensors receive IR signals from badges and convert them into electrical signals. A single
unshielded twisted-pair wire transmits the signals to a Collector and provides the Sensor’s
operating power.
The VER-4426 Hi-Efficiency IR Sensor replaces the original VER-4422 IR Sensor.
The new version is less susceptible to interference from outside IR and RF noise and
fluorescent lighting. They also read low battery badges at greater distances. The Hi-
Efficiency IR Sensor can be identified by its dim yellow Activity Indicator Light that
blinks when an IR signal is received, and stays on when the Sensor is flooded by
outside interference—a feature which can be a helpful troubleshooting tool.
The maximum run length from an IR Sensor to a Collector is 1000 feet. IR Sensors have 360-
degree horizontal coverage, 180-degree vertical coverage, and 15-foot reception distance.
An additional focus ring can be installed inside the IR Sensor to narrow its pickup range to a
smaller area, which can be useful in rooms with multiple patient beds or for pinpoint desk-to-desk
coverage in a nurses’ station.
2.3.2.2 Radio Frequency (RF) Sensor (VER-4452)
RF Sensors operate at 433.92 MHz receive frequency. They convert
encoded RF signals emitted by badges into electrical signals, and send them
to Collectors via a single unshielded, twisted-pair wire.
Planning the location of RF Sensors depends upon the facility. In most
cases, for complete coverage, they can be placed approximately 100’ apart, because they have a
sensitivity range radius of approximately 50’. However, because concrete and steel structures
absorb the RF signal, and other materials affect the strength of RF signals, testing is necessary to
determine the best placement of RF Sensors.
2.3.2.3 Supervised Sensor (VER-4442)
The Supervised Sensor is an IR Sensor with the added ability to generate its
own badge signal, allowing the VIS to monitor the data delivery to its
Collector. Using one Supervised Sensor per Collector, the VIS can send an alert if a portion of the
sensory network or facility intranet stops sending badge data. Utilization of this Sensor’s
supervisory capabilities requires the use of the Collector Checker software (included with the
VER-8000 Data Server software) and Audio/Visual Services software (sold separately). The

Versus Technology, Inc.
12
Supervised Sensor contains a red diagnostic LED that flashes when receiving IR signals, or stays
lit when the Sensor is flooded by light.
2.3.2.4 PC Sensor (VER-4444)
The PC Sensor is an IR Sensor that can be attached to any PC computer to
create a location zone. Unlike a standard IR Sensor, no hardwiring is
necessary. Simply attach it to a computer’s serial port, install the software,
and you have a permanent or temporary location for use with the VIS. The PC
Sensor’s range is 4-6 feet in front of the Sensor, and the computer to which it
is attached must be running in order for it to sense badges. To accomplish a greater sensing range,
you may wire a standard IR Sensor to the PC Sensor to be used externally. An RF Sensor may also
be wired to the PC Sensor.
2.3.3 Collectors
After Sensors receive signals from badges and convert them to electrical
signals, the data is passed to a Collector. The Collector accepts the inputs
from the Sensors and assembles the inputs into larger, network-ready
packets. The packets are then relayed to the Ethernet Concentrators.
Note: Although all Versus Collectors can support up to 24 Sensors, we recommend placing no
more than 20-22 on each Collector at initial installation to allow for future expansion without
having to add additional Collectors.
2.3.4 Ethernet Concentrators
Ethernet Concentrators are network devices that receive all data passed
from Sensors through Collectors, format the data, and send it as a data
packet to a computer over a LAN. Up to four Collectors can be connected
to one Ethernet Concentrator. Each Ethernet Concentrator is assigned an
IP address, which is how the data is communicated to the Data Server.
2.3.5 Optional Hardware
Badge Tester (VER-0005)
A Badge Tester tests the battery and auxiliary information from the badge. It
will indicate whether a valid IR packet is received and if the battery needs to be
replaced. If a valid IR packet is received, the tester will display all badge details
and flash a red LED in the corner. Badge information includes the badge
number, T-count, button press state(s), motion state, and battery state. The tester
does not test RF function.
Auto Assigner (VER-4440)
The Auto Assigner makes the badge assignment process fast
and easy. By placing a Versus IR or combination IR/RF
badge under the unit, the VIS Badge Wizard automatically

Versus Technology, Inc.
13
pops up on the computer screen and fills in the badge number field without the need to manually
type in each badge number during the assignment process. Requires the Event Monitor software.
Digital I/O Board (VER-3010)
The Digital I/O Board is used to control relays with the Versus system. It
requires a PCI slot in the computer and room for the board, which is 12
inches in length. Up to five Digital I/O Boards can be installed in one
computer, assuming there are five PCI slots available, to control up to 480
relays. Includes a ribbon cable to connect to two external relay boards.
Requires at least one external relay board (VER-3015).
External Relay Board (VER-3015)
The external relay board controls up to 48 relay-controlled
devices, such as corridor lights, door locks, etc. Two
External Relay Boards can be connected to one Digital I/O
Board. Requires Digital I/O Board (VER-3010).
Perimeter Alarm Sentinel (PAS) (VER-3500)
The PAS unit is ideal for placement at ingress and egress points. The PAS
unit excites the Versus RF/PAS Asset tags to fire radio frequency signals
when within range of the unit (4' – 14'). The signals are received by a
nearby RF Sensor and reported to the VIS or the facility’s access control
system via a Versus Wiegand Converter.
The PAS unit plugs into a 110V electrical outlet using a 14VAC power supply that is provided
with the unit. Used in combination with the RF/PAS Asset Tags (VER-1875) and RF Sensors
(VER-4452).
Wiegand Converter (VER-3600)
The Wiegand Converter works with existing security control systems by
converting Sensor hits into information the security system can use. The converter
allows the user to connect Versus infrared (IR) and/or radio frequency (RF)
readers directly to any access control panel that accepts 2601 Wiegand readers. It
converts the tag ID received from the Versus reader into 2601 Wiegand format
and sends the tag ID to the access control panel’s Wiegand reader port. The access
control system can do whatever it can normally do with the information, such as
send alarms, etc.