Millennial Net IB-5209ENC Wireless Sensor Networking Device User Manual i Bean 5209
Millennial Net Wireless Sensor Networking Device i Bean 5209
Manual

Document Number: DOC-0005
Revision: 01
Released: July 2004
EK-5209-5 Evaluation Kit
i-Bean® 916 MHz Wireless Sensor Network
User’s Guide

COPYRIGHT
This manual is produced and copyrighted by Millennial Net, Inc. Any use or reproduction of the contents of this
manual without the prior written consent of Millennial Net, Inc. is strictly prohibited.
NOTICE
All title and copyrights to this document are owned by Millennial Net, Inc. No part of the contents of this document
may be reproduced or transmitted in any form or by any means without the written permission of Millennial Net, Inc.
Millennial Net, Inc. shall not be liable for errors contained herein. Millennial Net, Inc. shall not be liable for any
damages whatsoever, including, without limitation, damages for loss of business profits, business interruption, loss
of business information, or other pecuniary loss arising out of the use of this documentation even if Millennial Net,
Inc. has been made aware of the possibility of such damages.
Information contained in this document is subject to change without notice. While every effort is made to ensure
that the information is accurate as of the publication date, users are reminded to update their use of this document
with documents published by Millennial Net, Inc. subsequent to this date.
Third-party product information is for informational purposes only, and constitutes neither an endorsement nor a
recommendation. Millennial Net, Inc. expressly disclaims any responsibility with respect to the performance of the
third-party products.
Copyright 2000, 2001, 2003, 2004 by Millennial Net, Inc.
ALL RIGHTS RESERVED
Printed in U.S.A.
Millennial Net, Inc.
24
th Avenue
Burlington, MA 01803-3304 USA
781.222.1030

EK-5209-5 Evaluation Kit User’s Guide v
CAUTION
All device installation, configuration, and reconfiguration must be performed only by qualified service
personnel.
Initialization of the product should be performed only by a qualified systems administrator.
Compliance Statement
FCC compliance for Millennial Net’s EK-5209-5 Evaluation Kit (916MHz, 5-3-1) consisting of the following
models/components:
• iB-5209 Endpoint
• GW-5209 Gateway
• RT-5209 Router
Compliance Statement (Part 15.19)
The Millennial Net EK-5209-5 Evaluation Kit complies with Part 15 of the FCC Rules and with RSS-210 of
Industry Canada.
Operation is subject to the following two conditions:
(1) This device may not cause harmful interference, and
(2) This device must accept any interference received, including interference that may cause undesired
operation.
Warning (Part 15.21)
Changes or modifications not expressly approved by the party responsible for compliance could void the
user's authority to operate the equipment
Trademarks
© 2000, 2001, 2002, 2003, 2004 Millennial Net, Inc. All rights reserved. Millennial NetTM is a trademark and
i-Bean® is a registered trademark of Millennial Net. All other trademarks are the property of their respective
owners.
Information subject to change.

vi EK-5209-5 Evaluation Kit User’s Guide

EK-5209-5 Evaluation Kit User’s Guide vii
Table of Contents
About This Guide
Audience ....................................................................................................................xiv
How to Use This Guide ...............................................................................................xiv
Symbols and Conventions ........................................................................................... xv
Contacting Millennial Net ...........................................................................................xvi
World Wide Web.................................................................................................. xvi
Customer Support ................................................................................................ xvi
Technical Publications........................................................................................... xvi
1 Introduction
Product Overview........................................................................................................1-2
Major Features ................................................................................................... 1-2
i-Bean Network Overview............................................................................................1-3
Evaluation Kit Contents...............................................................................................1-5
Host PC Requirements ................................................................................................1-5
2 Kit Installation
Installing the i-Bean Wireless Network.........................................................................2-2
Hardware Installation ..................................................................................................2-3
i-Bean Gateway Setup (GW-5209) ...................................................................... 2-3
i-Bean Router Setup (RT-5209)............................................................................ 2-6
i-Bean Endpoint Setup (iB-5209) ......................................................................... 2-9
iB-5209 Network Monitor Installation .......................................................................2-10
Installing contents of Millennial Net’s iB-5209 CD-ROM.................................... 2-10
Launching iB-5209 Network Monitor................................................................ 2-12
3 iB-5209 Network Monitor Operations
iB-5209 Network Monitor Overview............................................................................3-2
Menu Bar ........................................................................................................... 3-3
Gateway............................................................................................................. 3-4
Device Counts .................................................................................................... 3-4
Node Details....................................................................................................... 3-4
Setting Thread Priority.................................................................................................3-6
Configuring a Node’s Operation .................................................................................3-7
Using Watch function to display current I/O information..................................... 3-9
Configuring Sample Interval of Single Node...................................................... 3-11
Configuring Sample Interval of all Network Nodes ............................................ 3-11
Configuring Digital I/O Operation ..................................................................... 3-12
Configuring UART Operation............................................................................ 3-15
Configuring AD (analog-to-digital) Converter Operation ................................... 3-17
Configuring RS-232 Operation (RT-5209 only) .................................................. 3-18
Configuring RS-485 Operation (RT-5209 only) .................................................. 3-19
Labeling i-Bean Endpoint or i-Bean Router ........................................................ 3-20
Creating an Event Log File.........................................................................................3-21

viii EK-5209-5 Evaluation Kit User’s Guide
Configure Persistence Attributes ...............................................................................3-22
Configure Serial and ADC Data Formats ...................................................................3-23
Select Com Port on Host PC......................................................................................3-24
View Monitor Statistics .............................................................................................3-25
View Contents of Event Log File................................................................................3-26
Enable Multiple Capture ...........................................................................................3-28
AAPI Functions
iB-5209 API Overview ................................................................................................ A-2
i-Bean API Functions Overview ................................................................................... A-4
iBeanAPI.h ................................................................................................................. A-5
Data Structures .................................................................................................. A-5
Functions ......................................................................................................... A-10
iBeanAPI_IO.h .......................................................................................................... A-16
Data Structures ................................................................................................ A-16
Functions ......................................................................................................... A-17
iBeanAPI_Utils.h....................................................................................................... A-24
Functions ......................................................................................................... A-24
Example API Code ................................................................................................... A-27
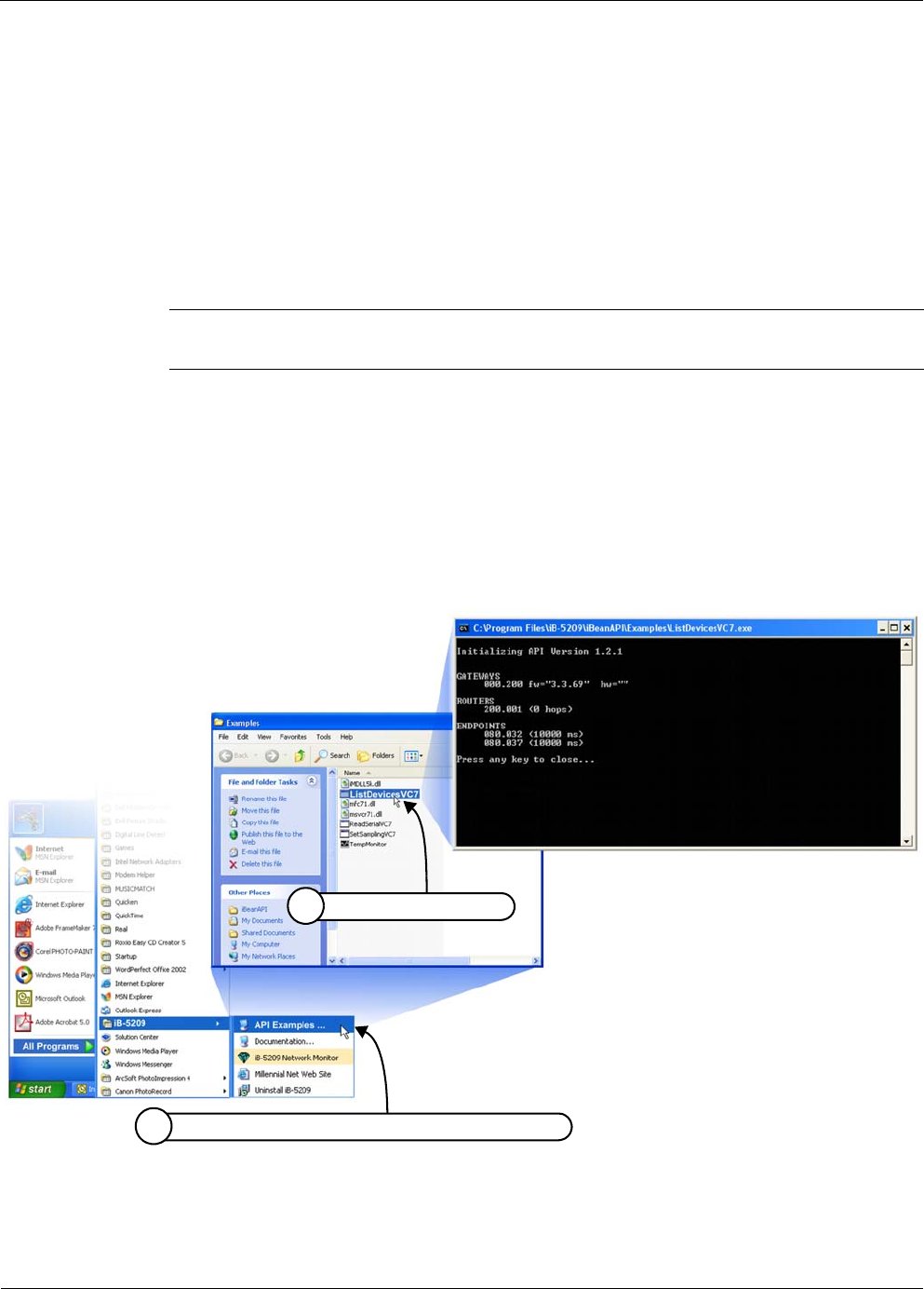
ListDevicesVC7 Example ................................................................................... A-27
ListDevicesVC7 Code........................................................................................ A-28
B Sample Application
Application Overview..................................................................................................B-2
Application Components..................................................................................... B-3
Application Setup & Operation ...................................................................................B-4
Temperature Sensor Assembly Setup ................................................................... B-4
Launching TempMonitor Application................................................................... B-5
TempMonitor Overview....................................................................................... B-6
Changing Temperature Sensor Battery........................................................................B-7
Index

EK-5209-5 Evaluation Kit User’s Guide ix
List of Figures
Figure 1-1. i-Bean network ............................................................................................ 1-3
Figure 1-2. Sample i-Bean network topologies ............................................................... 1-4
Figure 2-1. i-Bean Gateway components (external) ........................................................ 2-3
Figure 2-2. Powering the i-Bean Gateway with batteries ................................................ 2-4
Figure 2-3. i-Bean Router components ........................................................................... 2-7
Figure 2-4. i-Bean Endpoint and terminal board (top and bottom views) ........................ 2-9
Figure 2-5. Installing Millennial Net’s CD-ROM contents............................................... 2-11
Figure 2-6. Launching iB-5209 Network Monitor ......................................................... 2-12
Figure 3-1. Sample iB-5209 Network Monitor window................................................... 3-2
Figure 3-2. iB-5209 Network Monitor’s Edit Device window........................................... 3-7
Figure 3-3. Displaying I/O information using Watch function.......................................... 3-9
Figure 3-4. Configuring sample interval of single node................................................. 3-11
Figure 3-5. Configuring sample interval of all nodes..................................................... 3-12
Figure 3-6. Configuring i-Bean Endpoint/terminal board for digital I/O ......................... 3-14
Figure 3-7. Configuring i-Bean Endpoint/i-Bean Router for UART ................................. 3-16
Figure 3-8. Configuring i-Bean Endpoint/i-Bean Router for analog I/O .......................... 3-17
Figure 3-9. Configuring i-Bean Router for RS-232 ........................................................ 3-18
Figure 3-10. Configuring i-Bean Router for RS-485 ........................................................ 3-19
Figure 3-11. Labeling i-Bean Endpoint or i-Bean Router.................................................. 3-20
Figure 3-12. Configure an event log file......................................................................... 3-21
Figure 3-13. Configuring node persistence attributes ..................................................... 3-22
Figure 3-14. Configuring display attributes of iB-5209 Network Monitor........................ 3-23
Figure 3-15. Selecting com port on host PC ................................................................... 3-24
Figure 3-16. Viewing monitored statistics....................................................................... 3-25
Figure 3-17. View contents of event log file ................................................................... 3-26
Figure 3-18. Enable Multiple Capture............................................................................. 3-28
Figure A-1. iBeanAPI directories...................................................................................... A-2
Figure A-2. API Example: ListDevicesVC7 ...................................................................... A-27
Figure B-1. Temperature sensor assembly overview (cover removed) .............................. B-2
Figure B-2. Process flow................................................................................................. B-3
Figure B-3. Installing i-Bean Endpoint in Temperature Sensor Assembly.......................... B-4
Figure B-4. Launching TempMonitor .............................................................................. B-5
Figure B-5. TempMonitor display ................................................................................... B-6
Figure B-6. Changing temperature sensor assembly battery ........................................... B-7

xEK-5209-5 Evaluation Kit User’s Guide

EK-5209-5 Evaluation Kit User’s Guide xi
List of Tables
Table 2-1. i-Bean Gateway Status LEDs .......................................................................... 2-5
Table 2-2. i-Bean Router Status LEDs.............................................................................. 2-8
Table 3-1. Edit Device window functions........................................................................ 3-7
Table 3-2. Watch window functions .............................................................................. 3-9
Table 3-3. Event Log Key Definitions ............................................................................ 3-26
Table A-1. i-Bean API functions ..................................................................................... A-4

xii EK-5209-5 Evaluation Kit User’s Guide

xiv EK-5209-5 Evaluation Kit User’s Guide
Audience
This guide is intended for the following qualified service personnel who are responsible for
installing and operating the EK-5209-5 Evaluation Kit:
• System installer
• Hardware technician
• System operator
• System administrator
How to Use This Guide
The sections of this guide provide the following information:
Section Provides
Chapter 1, “Introduction” Overview of i-Bean network.
Chapter 2, “Kit Installation” Instructions for installing the hardware (i-Bean Gateway,
i-Bean Routers, i-Bean Endpoints) and iB-5209 Network
Monitor (GUI).
Chapter 3, “iB-5209 Network Monitor
Operations”
Procedures for using iB-5209 Network Monitor software
to configure the i-Bean network nodes. Also includes
information for attaching external I/O devices to an i-Bean
Endpoint or i-Bean Router.
Appendix A, “API Functions” Information on the iB-5209 API functions.
Appendix B, “Sample Application” Procedure for running the sample application provided
with the evaluation kit.
Index An alphabetical index of topics described in this manual.

EK-5209-5 Evaluation Kit User’s Guide xv
Symbols and Conventions
This guide uses the following symbols and conventions to emphasize certain information.
Italics - Indicate the first occurrence of a new term, book title, and emphasized text.
1. Numbered list - Where the order of the items is important.
• Bulleted list - Where the items are of equal importance and their order is unimportant.
Note: A note is used to highlight important information relating to the topic being
discussed.
Caution
A caution means that a specific action could cause harm to the equipment or to the data.
Warning
A warning describes an action that could result in physical injury, or destruction of
property.
Hazard
A hazard is a particular form of warning related expressly to electric shock.

xvi EK-5209-5 Evaluation Kit User’s Guide
Contacting Millennial Net
World Wide Web
Millennial Net maintains a site on the World Wide Web where information on the company and
its products can be found. The URL is:
www.millennialnet.com
Customer Support
For answers to your technical questions, Millennial Net’s Customer Service department can be
reached at:
phone:
781.222.1030
e-mail:
support@millennialnet.com
Technical Publications
Millennial Net is committed to providing you with quality technical documentation. Your
feedback is valuable and appreciated. Please send comments, suggestions, and enhancements
regarding this guide or any Millennial Net documentation to:
support@millennialnet.com
Please include the document title, number, and version in your email.

EK-5209-5 Evaluation Kit User’s Guide 1-1
1
Introduction
This chapter provides an overview of the i-Bean network and evaluation kit. In this chapter you
will find:
• ’Product Overview’ on page 1-2
• ’i-Bean Network Overview’ on page 1-3
• ’Evaluation Kit Contents’ on page 1-5
• ’Host PC Requirements’ on page 1-5

1-2 EK-5209-5 Evaluation Kit User’s Guide
Introduction
Product Overview
Millennial Net's EK-5209-5 Evaluation Kit contains everything you need to set up a
self-organizing, wireless star-mesh network. Once installed, you are able to observe the
performance and operation of the network components and prototype your application.
The EK-5209-5 Evaluation Kit contains one i-Bean Gateway, three i-Bean Routers, and five
i-Bean Endpoints. Software included with the kit includes the Application Program Interface
(API) and iB-5209 Network Monitor, which is the network monitoring tool and graphic user
interface (GUI). Also included, is a temperature sensor assembly for running a sample iB-5209
application (see Appendix B, “Sample Application”).
Documentation for the evaluation kit includes this user’s guide, which describes how to set up
the evaluation network, including connections to the host computer, power supplies, sensors,
and other devices. For complete details on the contents of the evaluation kit, refer to
’Evaluation Kit Contents’ on page 1-5.
iB-5209 Network Monitor and API software run on MS Windows XP and 2000. iB-5209
Network Monitor allows you to set network and device operating parameters and monitor the
status of the network components and their inputs/outputs. The API software can be easily
incorporated into user application programs written in Microsoft Visual C/C++.
Major Features
Major features of the EK-5209-5 Evaluation Kit include the following:
• Frequency band: 916 MHz
• Bi-directional/multiple-access communication
• Under ideal environmental conditions, 60 feet (20 m) line-of-sight transmission distance
from i-Bean Endpoints to i-Bean Router or i-Bean Gateway; 90 feet (30 m) between i-Bean
Router and i-Bean Gateway.
• iB-5209 Network Monitor graphic user interface (GUI) for configuring the i-Bean network
and evaluating its performance.
• Application Programming Interface (API).
• i-Bean Endpoint and i-Bean Router-specific features include:
– Configurable sampling interval
– Digital I/O - 4 channels
– ADC input - 4 channels
– UART output

EK-5209-5 Evaluation Kit User’s Guide 1-3
i-Bean Network Overview
i-Bean Network Overview
Millennial Net's innovative, self-organizing network technology combines micro-power sensor
interface i-Bean Endpoints and i-Bean Routers with an i-Bean Gateway to form a reliable,
scalable star-mesh wireless network (see Figure 1-1). This is a unique solution for low data-rate
networks that provides both long battery life at the sensor interfaces and fault-tolerant
networking. Our patent-pending network protocol creates robust, fully redundant wireless links
from the i-Bean Gateway to the i-Bean Endpoints through a self-configuring mesh network.
The i-Bean Endpoints directly connect to, and can fit inside, analog or digital sensors and
actuators.
Each network device is configured at the factory with a unique device ID and a group ID. The
device ID indentifies the device within a network, while the group ID identifies the i-Bean
network that the device is associated with. Both IDs are statically assigned and cannot be
changed by a system user. The group ID allows i-Bean devices to establish networks within the
same location without interfering with each other. Devices (i-Bean Endpoints and i-Bean
Routers) can join the network only if they have the same group ID that is assigned to the i-Bean
Gateway. The network elements self-organize at power-up and re-configure in response to
changes in the environment, network traffic, device status, and location. These tiny devices
enable mobility and minimize installation and operating costs.
Figure 1-1. i-Bean network
i-Bean Endpoints contain a microcomputer, device I/O, and a wireless transceiver. They
interface to analog and/or digital (serial or parallel) sensors and actuators. The tiny endpoints
(about 38 x 15 mm including the antenna) can fit inside sensors and actuators and run on
small, low-cost batteries for years.
i-Bean Routers extend network coverage area, route around obstacles, and provide
back-up routes in case of network congestion or device failure. Like i-Bean Endpoints, i-Bean
Routers may also be connected via analog and digital interfaces to sensors and actuators.

1-4 EK-5209-5 Evaluation Kit User’s Guide
Introduction
i-Bean Gateways interface the i-Bean network to your host PC. They aggregate data
from the network and act as a portal to monitor performance and configure network
parameters. i-Bean Gateways connect via an RS-232 connection to the host PC, which in turn
could be connected to a LAN or the Internet through one or more physical-layer interfaces,
including RS-232, Ethernet, 802.11, landline or cellular modem.
i-Bean Endpoints, i-Bean Routers, and i-Bean Gateways self-organize at power-up and quickly
re-configure as devices join, leave, or move around the network. They also adapt to changes in
network traffic and propagation conditions. These capabilities enable mobility of individual
devices or the entire network, and minimize installation and operating costs.
Millennial Net's protocol and components support several topologies including the samples
illustrated in Figure 1-2.
Figure 1-2. Sample i-Bean network topologies
Star Mesh
Combining reliability and low power
Simple Star
Combining low power i-Bean Endpoints
with an i-Bean Gateway
Simple Mesh
Consisting of homogeneous i-Bean Routers with
an i-Bean Gateway
Linear
Consisting of single path between i-Bean Gateway,
i-Bean Routers, and i-Bean Endpoints

EK-5209-5 Evaluation Kit User’s Guide 1-5
Evaluation Kit Contents
Evaluation Kit Contents
The EK-5209-5 Evaluation Kit contains the following:
• (5) iB-5209 Endpoints.
• (3) RT-5209 Routers.
• (1) GW-5209 Gateway.
• Terminal board with battery for each i-Bean Endpoint, which is factory installed on a
terminal board.
• Antennas for each i-Bean Router and i-Bean Gateway.
• Battery holder and (2) AA batteries for each i-Bean Router and i-Bean Gateway (battery
holder for the i-Bean Gateway is factory installed inside its enclosure).
• Regulated AC adapters for each i-Bean Router and i-Bean Gateway (AC adapter is factory
installed on the i-Bean Gateway).
• (1) RS-232 serial cable for connecting the i-Bean Gateway to the host PC. This is a DB-9,
male-to-female, straight though cable.
• (1) Temperature sensor assembly (for sample iB-5209 application).
• CD-ROM containing support documentation and application software, including the
iB-5209 Network Monitor program and API software.
Host PC Requirements
The evaluation kit requires a personal computer (PC) for operation. The host PC must have the
following minimal configuration:
• MS Windows XP or 2000
• RS-232 serial port
• CD-ROM drive for loading software
• Display with SVGA (800 x 600) resolution or greater
Warning
These electronic products are sensitive to electrostatic discharge (ESD).
Permanent damage to these devices can result if subjected to high energy
electrostatic discharges.
Proper precautions are recommended to avoid performance degradation or loss
of functionality.

1-6 EK-5209-5 Evaluation Kit User’s Guide
Introduction

2-2 EK-5209-5 Evaluation Kit User’s Guide
Kit Installation
Installing the i-Bean Wireless Network
This section of the user’s guide describes how to install the evaluation kit’s hardware and
software components, which are installed in the following order:
1. i-Bean Gateway (see ’i-Bean Gateway Setup (GW-5209)’ on page 2-3)
2. i-Bean Routers (see ’i-Bean Router Setup (RT-5209)’ on page 2-6)
3. i-Bean Endpoints (see ’i-Bean Endpoint Setup (iB-5209)’ on page 2-9)
4. iB-5209 Network Monitor (see ’Installing contents of Millennial Net’s iB-5209 CD-ROM’
on page 2-10)
5. Applications Programming Interface (see API Functions (page A-1))
Once the hardware is set up and the software (iB-5209 Network Monitor) installed, you will
launch iB-5209 Network Monitor and verify that all hardware is detected and displayed by
iB-5209 Network Monitor.

EK-5209-5 Evaluation Kit User’s Guide 2-3
Hardware Installation
Hardware Installation
The following procedures describe in order, how to install the various hardware components of
the evaluation kit. When initially setting up the hardware, it is recommended that the i-Bean
Gateway, i-Bean Routers, and i-Bean Endpoints be placed close to the host PC. This will make
verifying proper network installation and operation easier when first establishing a session with
iB-5209 Network Monitor. The devices can then be moved away from the host PC as needed.
i-Bean Gateway Setup (GW-5209)
The i-Bean Gateway, model number GW-5209, is shipped enclosed in a case that has openings
for instant access to the antenna and RS-232 connectors as shown in Figure 2-1. The case cover
only needs to be removed should you decide to power the device with batteries instead of the
factory-installed AC adapter, as explained in the following setup procedure.
Figure 2-1. i-Bean Gateway components (external)
During the setup procedure, refer to Figure 2-1 for location of the various i-Bean Gateway
components.
To install the i-Bean Gateway:
1. Attach one of the included antennas to the REV-SMA antenna connector. The antenna
screws onto the connector.
Caution
When attaching the antenna, only hand-tighten the antenna to the connector.
Using excessive force may damage the connector.
REV-SMA Antenna Connector
Regulated AC Adapter
Antenna
LED 2 Window
(Green)
RS-232 Port LED 1 Window
(Red)

2-4 EK-5209-5 Evaluation Kit User’s Guide
Kit Installation
2. Connect the RS-232 cable between the i-Bean Gateway and the host PC.
3. (recommended power connection) Plug the factory-installed AC adapter into a 110 VAC
power source. The i-Bean Gateway’s internal power switch is set to ON, so LED 2 (green)
illuminates as soon as power is applied (see Table 2-1 on page 5 for LED operation).
4. (optional power connection) This step is only required when using the internal battery
pack to supply power the device. To install batteries and connect the battery pack (see
Figure 2-2):
a. Remove the four philips head screws securing the cover to the base, then remove the
cover.
b. Remove the AC adapter connector from SL1 and remove the AC adapter assembly.
c. Turn the Power Switch OFF.
d. Install two AA batteries into the battery pack (observe polarity).
e. Connect the battery pack to keyed connector SL1.
f. Turn the Power Switch ON. LED 2 illuminates.
g. Replace the cover and secure in place with the four philips head screws.
Figure 2-2.Powering the i-Bean Gateway with batteries
Cover and Cover Screws (4)
AC Adapter Cable
Power Switch
Battery Pack and Batteries (2)
Connector SL1

EK-5209-5 Evaluation Kit User’s Guide 2-5
Hardware Installation
i-Bean Gateway status LED operation
Table 2-1 describes how the status LEDs on the i-Bean Gateway behave.
* A device’s LED1 will flash when detecting valid packets (packets destined for device) and may
also flash when detecting invalid packets (packets destined for other devices) or environmental
noise. Only valid packets are processed by the device.
Table 2-1. i-Bean Gateway Status LEDs
Device Status LED1 (red) LED2 (green)
• Power off Off Off
• Power on
• Host PC connected
• iB-5209 Network Monitor not
running
N/A Illuminates; flashing
(0.5 second On/ 0.5 second Off)
• Power on
• Host PC connected
• iB-5209 Network Monitor
running
N/A Illuminates; solid
• Power on
• Network traffic exists*
Illuminates; flashing
(indicating network activity)
Illuminates; solid

2-6 EK-5209-5 Evaluation Kit User’s Guide
Kit Installation
i-Bean Router Setup (RT-5209)
The i-Bean Routers, model number RT-5209, are shipped without cases to provide full access to
the various I/O connectors. (While the i-Bean Gateway has similar connectors, they are only
functional on the i-Bean Router.) Refer to Figure 2-3 on page 2-7 for locations of the various
i-Bean Router switches and connectors described in the following procedure.
To install an i-Bean Router:
1. Attach one of the included antennas to the REV-SMA antenna connector. The antenna
screws onto the connector.
2. Turn the Power Switch OFF.
3. Connect one of the following power sources supplied with the kit:
–Regulated AC Adapter (recommended): Plug the regulated AC adapter into keyed
connector SL1 and a 110 VAC power source.
–Batteries: To install batteries and connect the battery pack:
a. Install two AA batteries into the battery pack (observe polarity).
b. Connect the battery pack to keyed connector SL1.
4. Turn the Power Switch ON. LED 2 (green) illuminates, indicating power is applied to the
device (see Table 2-2 on page 8 for LED operation).
5. Repeat Steps 1–4 for each i-Bean Router in the kit.
Caution
A jumper is factory-installed on JP1 that connects pins 2 and 3 together. Do not remove or
change the position of this jumper as it will cause the device to malfunction.
Caution
When attaching the antenna, only hand-tighten the antenna to the connector.
Using excessive force may damage the connector.
Note:
C
Configuring and connecting an i-Bean Endpoint or i-Bean Router to external devices
via their digital or analog I/O connectors is discussed in Chapter 3, “iB-5209
Network Monitor Operations”.

EK-5209-5 Evaluation Kit User’s Guide 2-7
Hardware Installation
Figure 2-3. i-Bean Router components
REV-SMA Antenna Connector
(SL1) Power Connector
Battery or AC Adapter
Pin 1(right): GND
Pin 2(left): +
Notes: 1. Callouts for SL1–8 and RS-485 point to pin 1 of each connector
2. Connectors labeled as N/A are for Millennial Net use only.
Power Jack (N/A)
Power Switch
ON/OFF
RS-232 Port
LED 1 (red)
Signal Indicator
LED 2 (green)
Power Indicator
Antenna
RS-485 Connector
(SL5) UART Connector
(SL3) DIO
Digital I/O Connector
(SL8) N/A
(SL7) N/A
(SL4) ADC
A/D Converter Connector
(SL2) N/A (JP1) Jumper
Pins 2 & 3 jumped
(SL6) N/A

2-8 EK-5209-5 Evaluation Kit User’s Guide
Kit Installation
i-Bean Router status LED operation
Table 2-1 describes how the status LEDs on the i-Bean Router behave.
* A device’s LED1 will flash when detecting valid packets (packets destined for device) and may
also flash when detecting invalid packets (packets destined for other devices) or environmental
noise. Only valid packets are processed by the device.
Table 2-2. i-Bean Router Status LEDs
Device Status LED1 (red) LED2 (green)
• Power off Off Off
• Power on
• i-Bean Gateway cannot be found
(off network)
N/A Illuminates; flashing
(1 second On/ 1 second Off)
• Power on
• i-Bean Gateway found
(on network)
N/A Illuminates; solid
• Power on
• Network traffic exists*
Illuminates; flashing
(indicating network activity)
Illuminates; solid

EK-5209-5 Evaluation Kit User’s Guide 2-9
Hardware Installation
i-Bean Endpoint Setup (iB-5209)
The i-Bean Endpoints, model number iB-5209, are mounted to terminal boards as shown in
Figure 2-4. A terminal board provides easy access to I/O connections and the power switch. The
terminal board also contains a battery holder and battery for supplying power to the i-Bean
Endpoint. The label on top of the i-Bean Endpoint denotes the last three digits of the device ID
assigned to the i-Bean Endpoint.
Figure 2-4. i-Bean Endpoint and terminal board (top and bottom views)
To provide power to the i-Bean Endpoint, a 3 VDC lithium coin cell (CR2032 type) is provided
and already installed in the battery holder on the back of the terminal board.
To activate an i-Beam Endpoint:
• Turn the terminal board's power switch ON (refer to Figure 2-4). Repeat this step for each
i-Bean Endpoint.
Note:
C
Configuring and connecting an i-Bean Endpoint or i-Bean Router to external devices
via their digital or analog I/O connectors is discussed in Chapter 3, “iB-5209
Network Monitor Operations”.
i-Bean Endpoint
Terminal Board
(SL1) Battery Connector
3 VDC Lithium Coin Cell
Lithium Coin Cell Holder
Analog I/O
Terminal Strip
Digital I/O
Terminal Strip
Power Switch
ON/OFF
Device ID

2-10 EK-5209-5 Evaluation Kit User’s Guide
Kit Installation
iB-5209 Network Monitor Installation
The procedures in this section describe how to do the following:
1. Use the CD-ROM shipped with the evaluation kit to install the following Millennial Net
items on the host PC:
– iB-5209 Network Monitor
– API examples
– API documentation
– iB-5209 i-Bean Endpoint Data Sheet
– GW-5209 i-Bean Gateway and RT-5209 i-Bean Router Data Sheet
– EK-5209-5 Evaluation Kit User’s Guide
2. Open an iB-5209 Network Monitor session.
The software installation procedure utilizes an InstallShield Wizard that will guide you through
the installation process. When the process is complete, an iB-5209 Network Monitor shortcut
icon is also added to the host PC’s desktop.
Installing contents of Millennial Net’s iB-5209 CD-ROM
To install the software contained on the CD-ROM (see Figure 2-5 on page 2-11):
1. Insert the iB-5209 Evaluation Kit CD into the host PC’s CD-ROM drive. The Autorun
feature launches the InstallShield Wizard, displaying the wizard’s first screen. Select Next
to start the installation procedure.
2. Enter a User Name and Company Name, then select Next.
3. To install the complete installation package (default setting), select Next.
4. To have iB-5209 Network Monitor installed in the Programs folder on the C: drive (default
setting), select Next.
5. The InstallShield Wizard displays a screen that allows you to change any of the selected
installation settings before the actual software installation process begins. Select Next to
continue. The software installation process starts.
6. Select Finish to complete the process and close the InstallWizard Shield.
Proceed to ’Launching iB-5209 Network Monitor’ on page 2-12.
Note: Before installing and launching iB-5209 Network Monitor, be sure that all i-Bean
network hardware components are installed and turned on as described in
’Hardware Installation’ on page 2-3.

EK-5209-5 Evaluation Kit User’s Guide 2-11
iB-5209 Network Monitor Installation
Figure 2-5. Installing Millennial Net’s CD-ROM contents
Select Next to start
1
Enter user and company
names, then select Next
2
Select Next for
Complete installation
3
Select Next to accept
default drive mapping
4
Select Next to install software
5
Select Finish to close wizard
6

2-12 EK-5209-5 Evaluation Kit User’s Guide
Kit Installation
Launching iB-5209 Network Monitor
To launch iB-5209 Network Monitor and verify proper communication with the i-Bean network
nodes (see Figure 2-6):
1. Do one of the following to launch iB-5209 Network Monitor:
– Double-click on the desktop’s iB-5209 Network Monitor icon.
– From the Windows’ taskbar, select:
Start>All Programs>iB-5209>iB-5209 Network Monitor.
2. Verify that all network nodes are discovered and displayed by iB-5209 Network Monitor.
Figure 2-6. Launching iB-5209 Network Monitor
Once proper operation of the i-Bean network has been verified, proceed to Chapter 3,
“iB-5209 Network Monitor Operations” for an overview of the GUI and details on how to use it
to configure the operation of your i-Bean network.
Select iB-5209 Network Monitor
1
Verify all network nodes are discovered
2
Discovered i-Bean Gateway
Discovered i-Bean Endpoints (EP) & Routers (RT)

EK-5209-5 Evaluation Kit User’s Guide 3-1
3
iB-5209 Network Monitor
Operations
This chapter provides the following iB-5209 Network Monitor information:
• ’iB-5209 Network Monitor Overview’ on page 3-2
• ’Setting Thread Priority’ on page 3-6
• ’Configuring a Node’s Operation’ on page 3-7
• ’Creating an Event Log File’ on page 3-21
• ’Configure Persistence Attributes’ on page 3-22
• ’Configure Serial and ADC Data Formats’ on page 3-23
• ’Select Com Port on Host PC’ on page 3-24
• ’View Monitor Statistics’ on page 3-25
• ’View Contents of Event Log File’ on page 3-26
• ’Enable Multiple Capture’ on page 3-28

3-2 EK-5209-5 Evaluation Kit User’s Guide
iB-5209 Network Monitor Operations
iB-5209 Network Monitor Overview
Millennial Net’s iB-5209 Network Monitor is a monitoring and management system for iB-5209
networks. This management tool will discover and display active i-Bean Routers in the vicinity of
the i-Bean Gateway, and i-Bean Endpoints in the range of the i-Bean Gateway and i-Bean
Routers as shown in Figure 3-1. iB-5209 Network Monitor displays the Group ID and Device ID
of the i-Bean Gateway and will display only i-Bean Endpoints and i-Bean Routers that have the
same Group ID as the i-Bean Gateway. (For information on opening a iB-5209 Network Monitor
session, see ’Launching iB-5209 Network Monitor’ on page 2-12.)
Using iB-5209 Network Monitor, a number of the monitoring features may be observed:
•Any of the i-Bean Endpoints can be moved, and as long as they are within the
range of an i-Bean Router or the i-Bean Gateway, connectivity will be maintained
seamlessly. Any of the i-Bean Routers and even the i-Bean Gateway can be moved while
operating, and all routes will automatically adapt to their new locations.
•The i-Bean network routing protocol always seeks to route data using the most
reliable RF links and using the fewest hops. The network protocol will change the
route when an RF link in the route is deemed unreliable. This can be seen in the iB-5209
Network Monitor. For example, the i-Bean Router IDs used for the first and last hops may
change from time to time even when the i-Bean Endpoint is stationary, due to
environmental interference.
•If any of the i-Bean Routers runs out of battery power or is turned off, all routes
that went through that i-Bean Router will be reconfigured—all i-Bean Endpoints
communicating with that i-Bean Router will still be connected to other i-Bean
Routers without any disruption or loss of packets. However, if an i-Bean Endpoint
exceeds the range of the network due to the loss of an i-Bean Router, then the i-Bean
Endpoint will be displayed as Offline or removed from the display (depending on how the
Persistence function is configured).
Figure 3-1. Sample iB-5209 Network Monitor window

EK-5209-5 Evaluation Kit User’s Guide 3-3
iB-5209 Network Monitor Overview
As shown in Figure 3-1, the main window is divided into the following sections:
Menu Bar
From the menu bar, system users access the following:
• Monitor
This menu option provides access to the following functions:
–Thread Priority: This setting refers to the priority level of the iB-5209 Network
Monitor program in a MS Windows operating system environment. For details, see
’Setting Thread Priority’ on page 3-6.
–Exit: Ends the session and closes iB-5209 Network Monitor.
•Edit
–Devices: Displays the Edit Device window used to configure a node’s sampling
interval time, I/O interfaces, and start/stop recording I/O information to a log file. For
details, see ’Configuring a Node’s Operation’ on page 3-7.
–Labels: Assign user-defined names to i-Bean Endpoints and i-Bean Routers on the
network. For details, see ’Labeling i-Bean Endpoint or i-Bean Router’ on page 3-20.
–Logging: Create a log file of reported network events, such as reported up/down
events and changes to voltages or routes. For details, see ’Creating an Event Log File’
on page 3-21.
–Persistence: Stop monitoring/displaying offline i-Bean Endpoints and i-Bean Routers.
For details, see ’Configure Persistence Attributes’ on page 3-22.
–Data Display: Configure the following I/O data formats:
•Serial Data Format: Define format of displayed serial data (ASCII/Hex/Decimal)
•ADC Data Format: Define format of displayed ADC data (Voltage/Raw Data)
For details, see ’Configure Serial and ADC Data Formats’ on page 3-23.
–Com Port: Select serial port on Host PC to use for i-Bean Gateway connection. For
details, see ’Select Com Port on Host PC’ on page 3-24.
–All Sampling Intervals: Configure all network nodes with the same sampling
interval time. For details, see ’Configuring Sample Interval of all Network Nodes’ on
page 3-11.
•View
–Monitor Statistics: Open Monitor Statistics window, displaying RX/TX packet and
byte information.
–Log: Display content of log file.
•Help
–About: Displays iB-5209 Network Monitor revision level information.

3-4 EK-5209-5 Evaluation Kit User’s Guide
iB-5209 Network Monitor Operations
Gateway
This section displays the following information on the i-Bean Gateway connected to the host
PC’s RS-232 port:
•Com Port: Host PC’s RS-232 port connected to i-Bean Gateway.
•ID: Device identifier assigned to the i-Bean Gateway. The ID consists of two octets (A.B),
where each octet’s value = 000 to 255.
•Group: Group identifier assigned to the i-Bean Gateway. All i-Bean Routers and i-Bean
Endpoints with the same Group identifier will communicate with the displayed i-Bean
Gateway.
•Version: Version of firmware loaded on the i-Bean Gateway.
Device Counts
This section displays the following information on the discovered network nodes:
• Total Nodes: Total combined number of discovered i-Bean Endpoint and i-Bean Router
nodes.
• Endpoints: Total number of i-Bean Endpoint nodes.
•Routers: Total number of discovered i-Bean Router nodes.
Node Details
This section displays the following information related to the i-Bean Endpoint and i-Bean Router
nodes on the network:
•Typ e: This column lists all nodes discovered on the network that are assigned the same
Group ID as the displayed i-Bean Gateway. Nodes displayed here include i-Bean Endpoints
(EP) and i-Bean Routers (RT).
•Device: Unique identifier assigned each node. The identifier consists of two octets (A.B),
where each octet contains a value between 000 and 255.
•Label: User-defined name assigned to node.
•Status: Current status of the device:
–Online: The node is communicating with the i-Bean Gateway.
–Offline: The i-Bean Gateway can no longer communicate with the node.
–Queued: The node, when it first comes into the network, is waiting to be
acknowledged by the i-Bean Gateway.
–Late: Packet from node is delayed (possible route interference).
–Refresh: The node is being updated with a new operating state.
•Last Msg: Time elapsed since last packet was received from the node. Time is displayed in
seconds (s).

EK-5209-5 Evaluation Kit User’s Guide 3-5
iB-5209 Network Monitor Overview
•Interval: Time of the last message generated by a node. This value is synchronized with
the sampling interval of the node. Time is displayed in either seconds (s) or minutes (m).
•RX Packets: Number of packets successfully delivered to iB-5209 Network Monitor from a
node since the node was detected by the i-Bean Gateway. The counter is reset if one of
the following actions occur:
– The node is powered down.
– The i-Bean Gateway is powered down.
– An i-Bean Router used as a network hop is powered down.
– iB-5209 Network Monitor program is restarted.
• Up/Down Time: Time since the node was first detected by the i-Bean Gateway.
•Hop Count: Number of network node hops taken by a packet delivered from a node to
the i-Bean Gateway. For example: i-Bean Endpoint—i-Bean Gateway = 1 hop,
i-Bean Endpoint—i-Bean Router—i-Bean Gateway = 2 hops (each additional i-Bean Router
will add another hop).
•First Hop: Device ID of the first i-Bean Router on the path used by a packet to get to the
i-Bean Gateway. If no i-Bean Router was used, then Direct will display, indicating the
device is communicating directly with the i-Bean Gateway.
•Last Hop: Device ID of the last i-Bean Router on the path used by a packet to get to the
i-Bean Gateway. If no i-Bean Router was used, then Direct will display, indicating the
device is communicating directly with the i-Bean Gateway.
•Voltage: DC voltage level of the node’s power source in volts.
•ADC Data: Input voltages on pins used for analog-to-digital conversion operation.
•DIO Data: Digital information on pins used for digital I/O operation.
•Serial Data: Input serial data information when configured for serial operation.
•Version: Version of firmware loaded on the node.

3-6 EK-5209-5 Evaluation Kit User’s Guide
iB-5209 Network Monitor Operations
Setting Thread Priority
When iB-5209 Network Monitor is installed on a host PC using a MS Windows operation
system, the priority level the program can be adjusted. The setting of Thread Priority affects
how the iB-5209 Network Monitor program is handled by the Windows operating system,
which in turn affects the reliability of data communications among the i-Bean network nodes as
well as between the i-Bean Gateway and the host PC. When Thread Priority is set to High,
iB-5209 Network Monitor will be given high priority, and therefore data communications will be
most reliable; however, the performance of certain PC peripherals such as the mouse may be
affected. Therefore, it is recommended that the Thread Priority setting be set to Normal for
most applications. A setting of High should be used for tasks where communication reliability is
critical.
To set the Thread Priority level:
1. Select Monitor>Thread Priority from the menu bar. A list of priority levels displays.
2. Select the desired priority level:
– Highest
– Normal (default setting; recommended)
–Lowest
–Idle

EK-5209-5 Evaluation Kit User’s Guide 3-7
Configuring a Node’s Operation
Configuring a Node’s Operation
From iB-5209 Network Monitor’s menu bar, selecting Edit>Devices displays the Edit Device
window used to configure the operation of an i-Bean Endpoint or i-Bean Router. Figure
3-2 shows a sample of the Edit Device window.
Figure 3-2. iB-5209 Network Monitor’s Edit Device window
Table 3-1 describes the functions of the various sections of the window as shown in Figure 3-2.
Table 3-1. Edit Device window functions
Item Description Function
ACurrent ID This is the Device ID of the node currently selected for configuring.
BSelect Device Use this panel to select another node to configure by entering the device
ID of the desired node, then selecting Set.
CWatch This option opens a new widow that displays information relating to the
the node’s various interfaces, including analog and digital I/O
configuration states and packets received/sent.
For details, see ’Using Watch function to display current I/O information’
on page 3-9.
DSampling Interval This functions configures how often the node transmits a ‘heart beat’
data packet.
For details, see ’Configuring Sample Interval of Single Node’ on page
3-11.
EDigital I/O This panel is used to control the states of the I/O pins associated with
digital I/O channels D0–D3.
For details, see ’Configuring Digital I/O Operation’ on page 3-12

3-8 EK-5209-5 Evaluation Kit User’s Guide
iB-5209 Network Monitor Operations
FAD Converter This panel is used to control the states of the AD (Analog-to-Digital)
Converter channels.
For details, see ’Configuring AD (analog-to-digital) Converter Operation’
on page 3-17.
GSerial Interfaces This panel is used to select a serial I/O operation for a device: Digital
UART, RS-232 (RT-5209 only), or RS-485 (RT-5209 only). Selecting serial
operation disables digital I/O functionality.
For details, see the following:
• ’Configuring UART Operation’ on page 3-15
• ’Configuring RS-232 Operation (RT-5209 only)’ on page 3-18
• ’Configuring RS-485 Operation (RT-5209 only)’ on page 3-19
HMultiple Capture Multiple capture is a special feature that enables iB-5209 Network
Monitor to report the surrounding router information of a given device
(an i-Bean Endpoint or an i-Bean Router that has endpoint functionality).
For details, see ’Enable Multiple Capture’ on page 3-28.
ISerial Data This panel, which is only used if the node is configured for serial
operation, is used to send serial data to the node and configure the
length of the string sent.
For details, see the following:
• ’Configuring UART Operation’ on page 3-15
• ’Configuring RS-232 Operation (RT-5209 only)’ on page 3-18
• ’Configuring RS-485 Operation (RT-5209 only)’ on page 3-19
JUpdate/Close • Update: Updates the selected device with any changes made to its
configuration.
•Close: Closes the Edit Device window. If changes where made to the
device configuration and Update was not selected before selecting
Close, the changes will be ignored.
Table 3-1. Edit Device window functions (continued)
Item Description Function

EK-5209-5 Evaluation Kit User’s Guide 3-9
Configuring a Node’s Operation
Using Watch function to display current I/O information
To display the current status information relating to the node’s interfaces (see Figure 3-3):
1. Select Edit>Devices. The Edit Device window opens.
2. Using the Select Device panel, enter the device ID of the desired node, then select Set.
The node’s device ID displays in the Current ID panel.
3. Select Watch. The Watch window opens, displaying the selected node’s I/O status
information.
Figure 3-3. Displaying I/O information using Watch function
Table 3-2 describes the functions of the various sections of the Watch window as shown in
Figure 3-3.
Table 3-2. Watch window functions
Item Description Function
APackets
Received/Sent
Total packets received from /transmitted to the node.
BAD Channels This panel displays the following information for each analog-to-digital
channel (0–3):
•State: Current on/off state of the channel
•Desired: Desired on/off state of channel, which can be changed
using the Edit>Devices option.
•Value: Numeric values of the channel.
Select Edit>Devices
1
Watch window
Enter device ID,
2
then select Set Select Watch
3

3-10 EK-5209-5 Evaluation Kit User’s Guide
iB-5209 Network Monitor Operations
CDIO Channels This panel displays the following information for each digital channel
(0–3):
•State: Current input/output state of the channel
•Desired: Desired input/output state of channel, which can be
changed using the Edit>Devices option.
•Value: I/O values of the channel (1 or 0).
•Desired: Desired I/O value of channel.
DSampling Interval This panel displays the following sampling interval information:
•Current: Currently configured setting.
•Desired: Desired setting, which can be changed using the
Edit>i-Bean option (see ’Configuring Sample Interval of Single
Node’ on page 3-11).
ESerial Data This panel displays the following serial data information of data received
from the node (In) or transmitted to the node (Out):
•State: State of the serial data function (1 or 0)
•Length: Length of string received/transmitted.
Table 3-2. Watch window functions (continued)
Item Description Function

EK-5209-5 Evaluation Kit User’s Guide 3-11
Configuring a Node’s Operation
Configuring Sample Interval of Single Node
To configure the time interval between data packets transmitted by a node (see Figure 3-4):
1. Select Edit>Devices. The Edit Device window displays.
2. From the Select Device panel, enter the device ID of the desired node and click Set. The
Edit Device window is now ready to make any changes to the selected node.
3. Using the Sampling Interval panel, enter the interval as a multiple of 100 milliseconds. For
example, for an interval of 10 seconds, enter 100.
4. Select Update. The node’s configuration is updated.
Figure 3-4. Configuring sample interval of single node
Configuring Sample Interval of all Network Nodes
To configure all nodes on the network with the same sampling interval (see Figure 3-5):
1. Select Edit>All Sampling Intervals. The Edit Sampling Interval window displays.
2. Enter the interval as a multiple of 100 milliseconds. For example, for an interval of 10
seconds, enter 100.
3. Select All. All node’s on the network are configured with the same sampling interval rate.
Select Edit>Devices
1
Select node
2
Configure interval time
3
Select Update
4

3-12 EK-5209-5 Evaluation Kit User’s Guide
iB-5209 Network Monitor Operations
Figure 3-5. Configuring sample interval of all nodes
Configuring Digital I/O Operation
The following procedure describes the steps that need to be taken to set up the hardware and
configure an i-Bean Endpoint or i-Bean Router for digital I/O operation (see Figure 3-6).
Digital Input Setup
1. Connect the digital source signals to the connectors (D0–D3) and Ground (GND) of:
– i-Bean Endpoint’s digital terminal block (located on terminal board).
– i-Bean Router’s terminal pins (connector SL3).
See Figure 3-6 on page 3-14 for connector locations.
2. From iB-5209 Network Monitor, select Edit>Devices. The Edit Device window displays.
3. Enter the device ID of the desired node and click Set. The Edit Device window is now
ready to make any changes to the selected node.
4. From the Digital I/O panel, select Input on each of the desired digital channels to use as
inputs (DIO 0—DIO 3), then select Update.
iB-5209 Network Monitor displays the digital information for the node in the Digital I/O
Data column, where n> = output channel and n< = input channel (n = 1 or 0).
Note: (i-Bean Endpoints only) There are factory-installed jumpers on the digital I/O terminal
connectors (D0–D3, VCC). When the digital I/O channels are configured as inputs,
these pins must be connected to a logic high or logic low level for optimal battery
life. If left open (in an indeterminate state), the i-Bean Endpoint will consume
excessive power.
Remove the factory-installed jumpers when connecting an external device to the
digital I/O terminal connectors.
Select Edit>All Sampling Intervals
1
Configure interval time
2
Select All
3

EK-5209-5 Evaluation Kit User’s Guide 3-13
Configuring a Node’s Operation
Digital Output Setup
1. Connect the digital signal destination devices to the connectors (D0–D3) and ground
(GND) of the following:
– i-Bean Endpoint’s digital terminal block (located on terminal board).
– i-Bean Router’s terminal pins (connector SL3).
See Figure 3-6 on page 3-14 for connector locations.
2. From iB-5209 Network Monitor, select Edit>Devices. The Edit Device window displays.
3. Enter the device ID of the desired node and click Set. The Edit Device window is now
ready to make any changes to the selected i-Bean Endpoint.
4. From the Digital I/O panel, select Output on each of the desired digital channels to use
as outputs (DIO 0—DIO 3).
5. Set the output signal high or low using the 1/0 box located next to the desired Output
button:
– Selected = 1 (output is set high)
– Not selected = 0 (output is set low)
6. Select Update.
iB-5209 Network Monitor displays the digital information for the node in the Digital I/O
Data column, where n> = output channel and n< = input channel (n = 1 or 0).
Note: Input signals should not be applied when the i-Bean node is switched off. Since the
node is an extremely low power device, it’s possible that the input signal voltages
will keep the microcontroller active, preventing it from resetting properly when
switched back on. Also, when switched off, the terminal board will ground certain
pins, which can cause excessive current drain for the external peripheral connected
to it.

3-14 EK-5209-5 Evaluation Kit User’s Guide
iB-5209 Network Monitor Operations
Figure 3-6. Configuring i-Bean Endpoint/terminal board for digital I/O
Select Edit>Devices
2
Connect digital source signals
1
Select node
3
Configure digital channels,
4
then select Update
Connect digital source signals
1

EK-5209-5 Evaluation Kit User’s Guide 3-15
Configuring a Node’s Operation
Configuring UART Operation
The following procedures describes how to use the i-Bean Endpoint’s digital I/O connections or
the i-Bean Router’s UART connector for serial/UART communications (see Figure 3-7). Refer to
the technical specification sheets for the i-Bean Endpoint and i-Bean Router for additional
information required when using the device for serial communications.
1. Connect to the following:
– i-Bean Endpoint’s serial terminal block (pins D0–D3, GND).
– i-Bean Router’s SL5 connector.
2. From iB-5209 Network Monitor, select Edit>Devices. The Edit Device window displays.
3. Enter the device ID of the desired node and click Set. The Edit Device window is now
ready to make any changes to the selected node.
4. From the Serial Interfaces panel, select Serial Data: Digital UART, then Update. The
UART terminal block is ready for UART operation (digital function is disabled).
5. (optional) To send serial data to the node, enter the data in the Serial Data panel, then
select Send Data.
Note: The i-Bean Endpoint and i-Bean Router support the following serial communication
parameters:
9600 bps, 8 data bits, no parity, 2 stop bits
Caution
When making serial connections to the i-Bean node,
use an adapter to scale the RS-232 voltages to 3 volt digital logic.

3-16 EK-5209-5 Evaluation Kit User’s Guide
iB-5209 Network Monitor Operations
Figure 3-7. Configuring i-Bean Endpoint/i-Bean Router for UART
Connect serial I/O’s
1
(optional) Enter serial data,
5
then select Send Data
Select Edit>Devices
2
Select Digital UART,
4
then select Update
Select node
3
Connect serial I/O’s
1

EK-5209-5 Evaluation Kit User’s Guide 3-17
Configuring a Node’s Operation
Configuring AD (analog-to-digital) Converter Operation
The following procedure describes the steps that need to be taken to set up the hardware and
configure an i-Bean Endpoint or i-Bean Router for AD Converter operation (see Figure 3-8):
1. Connect 0–3 VDC signals to the following A/D Converter connectors:
– i-Bean Endpoint: Connect signal source ground to GND_CPU of the A/D Converter
terminal block.
– i-Bean Router: Connect signal source ground to Pin 1 (Ground) of connector SL4.
Use any or all of the A/D Converter channels (AD0–AD3/Pins 2–5) for connecting analog
signal sources.
2. From iB-5209 Network Monitor, select Edit>Devices. The Edit Device window displays.
3. Enter the device ID of the desired node and click Set. The Edit Device window is now
ready to make any changes to the selected node.
4. From the AD Converter panel, select the AD Converter channels to which the external
analog signals have been connected, then select Update.
iB-5209 Network Monitor displays the analog information for the node in the ADC (V)
column.
Figure 3-8. Configuring i-Bean Endpoint/i-Bean Router for analog I/O
Connect 0–3 V signals
1
Select node
3
Select analog channels,
4
Select Edit>Devices
2
then Update
Connect 0–3 V signals
1

3-18 EK-5209-5 Evaluation Kit User’s Guide
iB-5209 Network Monitor Operations
Configuring RS-232 Operation (RT-5209 only)
The following procedure describes the steps that need to be taken to set up the hardware and
configure an i-Bean Router for RS-232 operation (see Figure 3-9):
1. Use a DB-9 cable to connect the network device to the RS-232 female connector using
the pinout information provided in Figure 3-9.
2. From iB-5209 Network Monitor, select Edit>Devices. The Edit Device window displays.
3. Enter the device ID of the desired i-Bean Router and click Set. The Edit Device window is
now ready to make any changes to the selected i-Bean Router.
4. From the Digital I/O panel, select Serial Data: RS-232, then Update. The RS-232
connector is ready for operation (digital function is disabled).
5. (optional) To send serial data to the i-Bean Router, enter the data in the Serial Data panel,
then select Send Data.
Figure 3-9. Configuring i-Bean Router for RS-232
Connect signals
1
Select node
3
Select Edit>Devices
2
(optional) Enter serial data,
5
then select Send Data
Select RS-232,
4then select Update

EK-5209-5 Evaluation Kit User’s Guide 3-19
Configuring a Node’s Operation
Configuring RS-485 Operation (RT-5209 only)
The RS-485 interface of the i-Bean Router operates using the following parameters:
• Half-duplex mode
• 9600 baud
• Transmitting data: Maximum byte length for one request is 80 bytes
• Receiving data: Reception is terminated by the router when the maximum input byte
length is reached or there is no input for more than 20 ms. Once the input is terminated,
the data is transferred to iB-5209 Network Monitor.
The following procedure describes the steps that need to be taken to set up the hardware and
configure an i-Bean Router for RS-485 operation (see Figure 3-10):
1. Connect the network device to the standard 2-position RS-485 terminal block using the
pinout information provided in Figure 3-10. The terminal block will accept 26 AWG to 16
AWG wire.
2. From iB-5209 Network Monitor, select Edit>Devices. The Edit Device window displays.
3. Enter the device ID of the desired i-Bean Router and click Set. The Edit Device window is
now ready to make any changes to the selected i-Bean Router.
4. From the Digital I/O panel, select Serial Data: RS-485, then Update. The RS-485
connector is ready for operation (digital function is disabled).
5. (optional) To send serial data to the i-Bean Router, enter the data in the Serial Data panel,
then select Send Data.
Figure 3-10. Configuring i-Bean Router for RS-485
Connect signals
1
Select node
3
Select Edit>Devices
2
(optional) Enter serial data,
5
then select Send Data
Select RS-485,
4then select Update

3-20 EK-5209-5 Evaluation Kit User’s Guide
iB-5209 Network Monitor Operations
Labeling i-Bean Endpoint or i-Bean Router
The following procedure describes the steps required to assign a label to an i-Bean Endpoint or
i-Bean Router (see Figure 3-11):
1. From iB-5209 Network Monitor, select Edit>Labels. The Edit Labels window displays.
2. Enter the Device ID of the desired i-Bean Endpoint or i-Bean Router.
3. Enter the label to be applied to the node(s), then select Set. iB-5209 Network Monitor
displays the label in the Label column of the selected node.
4. Repeat Steps 1–3 for each node, then select X to exit the Edit Label window.
Figure 3-11. Labeling i-Bean Endpoint or i-Bean Router
Select Edit>Labels
1
Enter label information,
3
then select Set
Select X
4
Enter node ID
2
Node label added

EK-5209-5 Evaluation Kit User’s Guide 3-21
Creating an Event Log File
Creating an Event Log File
The following procedure describes the steps required to have iB-5209 Network Monitor record
reported network events to a log file (see Figure 3-12):
1. From iB-5209 Network Monitor, select Edit>Logging. The Edit Logging window
displays.
2. Configure the following i-Bean Router and i-Bean Endpoint log file attributes:
–Log up/down events: Record times when a node goes offline/online.
–Log route changes: Record times when a node’s hop pattern changes.
–Log voltage changes: Record times when there is a change in a node’s power
source voltage level.
–Log data: Record serial/ADC/DIO data.
–Rotate logfile at n KB: Clear the log file and begin the recording process again
when it reaches the designated file size.
–Logfile: Assign a name to the log file and define where the file is saved.
3. Select OK to activate the recording process.
To view the contents of the log file, see ’View Contents of Event Log File’ on page 3-26.
Figure 3-12. Configure an event log file
Select Edit>Logging
1
Select OK
3
Configure log file attributes
2

3-22 EK-5209-5 Evaluation Kit User’s Guide
iB-5209 Network Monitor Operations
Configure Persistence Attributes
The following procedure describes how to configure the persistence setting of the network’s
i-Bean Endpoints and i-Bean Routers (see Figure 3-13):
1. From iB-5209 Network Monitor, select Edit>Pesistence. The Edit Persistence window
displays.
2. Configure the following persistence attributes:
–Enable device persistency: If selected, all nodes will be monitored and displayed
even if they go offline.
–Delete offline device: Enter a node device ID, then select this delete button to stop
monitoring or displaying the selected node.
–Delete all offline devices: Select this delete button to stop displaying any node
with a status of Offline.
3. Select X to exit the Edit Persistence window.
Figure 3-13. Configuring node persistence attributes
Select Edit>Persistence
1
Select X
3
Configure persistence attributes
2

EK-5209-5 Evaluation Kit User’s Guide 3-23
Configure Serial and ADC Data Formats
Configure Serial and ADC Data Formats
The following procedure describes how to configure the format of displayed serial and ADC
information (see Figure 3-14):
1. From iB-5209 Network Monitor, select Edit>Data format. The Edit Data Format window
displays.
2. Configure the following network attributes:
–Serial data format: Select the desired format for displaying serial data
(ASCII/Hex/Decimal).
–ADC data format: Select the desired format for displaying ADC data
(Voltage/Raw Data).
3. Select OK to save the settings and exit the Edit Network window.
Figure 3-14. Configuring display attributes of iB-5209 Network Monitor
Select Edit>Data Format
1
Select OK
3
Configure data format attributes
2

3-24 EK-5209-5 Evaluation Kit User’s Guide
iB-5209 Network Monitor Operations
Select Com Port on Host PC
The following procedure describes how to select the RS-232 com port for iB-5209 Network
Monitor to use to communicate with the i-Bean Gateway (see Figure 3-15):
1. From iB-5209 Network Monitor, select Edit>Com Port. The Edit COM Port window
displays.
2. Select the RS-232 com port to use from the drop down list of available ports, then select
OK. iB-5209 Network Monitor will communicate with the i-Bean Gateway connected to
the selected port.
Figure 3-15. Selecting com port on host PC
Select Edit>Com Port
1
Select port to use,
2
then select OK

EK-5209-5 Evaluation Kit User’s Guide 3-25
View Monitor Statistics
View Monitor Statistics
The following procedure describes how to view the network statistics recorded by iB-5209
Network Monitor, which provides information on the packets received and transmitted by the
network nodes (see Figure 3-16):
1. From iB-5209 Network Monitor, select View>Monitor Statistics. The Monitor Statistics
window opens, displaying the following information:
–Started Time: Date/time statistics recording session began.
–Current Time: Current date and time.
–Elapsed Time: Total recording time.
–RX Bytes: Total bytes received.
–RX Packets: Total packets received.
–Endpoint Packets: Packets received from i-Bean Endpoints.
–Duplicates: Duplicate packets received.
–Router Packets: Packets received from i-Bean Routers.
–Gateway Packets: Packets received from i-Bean Gateway.
–Malformed: Packets detected that are malformed.
–Bad Length: Packets detected with incorrect length.
–Bad Checksum: Packets detected with incorrect check sum.
–TX Bytes: Total bytes transmitted.
–TX Packets: Total packets transmitted.
2. (optional) Select Clear All to clear the information currently displayed and begin a new
recording session.
Figure 3-16. Viewing monitored statistics
Select View>Monitor Statistics
1
(optional) Select Clear All to clear
display and start new recording session
2

3-26 EK-5209-5 Evaluation Kit User’s Guide
iB-5209 Network Monitor Operations
View Contents of Event Log File
The following procedure describes how to view the network event log file generated by
iB-5209 Network Monitor, which records node-generated events (see Figure 3-17):
1. From iB-5209 Network Monitor, select View>Log. The log file window displays the
user-defined event log information (see also ’Creating an Event Log File’ on page 3-21).
2. Select one of the following:
–Stop/Restart: Select this toggle option to stop and restart a recording session.
–Clear: Select this option to clear the information currently displayed and start a new
recording session.
–Close: Exit and close the log file display window.
To configure the attributes of the log file that get recorded and displayed, see ’Creating an
Event Log File’ on page 3-21.
Figure 3-17. View contents of event log file
Table 3-3 describes the event keys (see example) displayed in the log file.
example: 04/22 11:00:42.123, EP=001.001 RCV=100, SI=100.0, FH=123.123,
LH=123.123 HC=3, ST=On, A0=1.23, D0=In:2
Table 3-3. Event Log Key Definitions
Key Key Meaning
Sub-
Key
Sub-Key
Meaning
Output to
device example
Input to device
example
A0 ... A3 ADC Channel 0 ... 3 En Enabled A0=En A0=2.12
Dis Disabled A1=Dis
D0 ... D3 Digital I/O Channel 0 ... 3 In Input D0=In D0=In:1
Out Output D1=Out:1
Select View>Log
1
Select Stop/Restart, Clear, or Close
2

EK-5209-5 Evaluation Kit User’s Guide 3-27
View Contents of Event Log File
EP Endpoint N/A N/A EP=001.001 EP=001.002
FH First Hop Router N/A N/A N/A FH=001.002
HC Hop COunt N/A N/A N/A HC=3
LH Last Hop Router N/A N/A N/A LH=002.003
RCV Receive N/A N/A N/A RCV=200
(sequence
number)
RT Router N/A N/A RT=200.001 RT=200.001
SER Serial Interface N/A N/A SER=12 34 56 13 SER=12 34 56 13
SI Sampling Interval N/A N/A SI=100.0 SI=200.0
SND Send N/A N/A SND=100
(sequence
number)
N/A
ST State On Online ST=On
Off Offline
Q Queuing
R Refreshing
Table 3-3. Event Log Key Definitions (continued)
Key Key Meaning
Sub-
Key
Sub-Key
Meaning
Output to
device example
Input to device
example

3-28 EK-5209-5 Evaluation Kit User’s Guide
iB-5209 Network Monitor Operations
Enable Multiple Capture
Multiple capture is a special feature that enables iB-5209 Network Monitor to report the
surrounding router information of a given device (an i-Bean Endpoint or a i-Bean Router that
has endpoint functionality). When the Multiple Capture function of a device is enabled, all
i-Bean Routers within direct communication distance to that device will report their existence to
iB-5209 Network Monitor. The information will be presented as a list of First Hop routers of the
given device. The first one on the list is the primary First Hop router, and the rest (if any) are the
surrounding routers.
By using the Multiple Capture information displayed, one can infer from the known location of
routers the rough location of the given device.
The following procedure describes how to enable Multiple Capture (see Figure 3-18):
1. From iB-5209 Network Monitor, select Edit>Devices. The Edit Device window displays.
2. Enter the device ID of the desired device and click Set. The Edit Device window is now
ready to make any changes to the selected device.
3. Select Multiple Capture, then Update. All i-Bean Routers within range of the device are
displayed in the First Hop column of iB-5209 Network Monitor.
Figure 3-18. Enable Multiple Capture
Note: The Multiple Capture function reports extra information to iB-5209 Network
Monitor, thereby increasing network traffic. Consider network traffic volume when
enabling this function, especially if several devices have this function enabled.
Select Edit>Devices
1
First Hop column displays
routers and gateway
within range of device
Select node
2
Select Multiple Capture,
3
then Update

EK-5209-5 Evaluation Kit User’s Guide A-1
A
API Functions
This chapter describes the following API functions:
• ’iB-5209 API Overview’ on page A-2
• ’i-Bean API Functions Overview’ on page A-4
• ’iBeanAPI.h’ on page A-5
• ’iBeanAPI_IO.h’ on page A-16
• ’iBeanAPI_Utils.h’ on page A-24
• ’Example API Code’ on page A-27

A-2 EK-5209-5 Evaluation Kit User’s Guide
iB-5209 API Overview
The iBeanAPI sub-directory contains five sub-directories which hold the API related files,
including header files, dll and library files, and various compiled examples along with their
source code listings. Figure A-1 is a representation of the directory structure.
Figure A-1. iBeanAPI directories
The contents of each directory is described below.
bin Directory:
This sub-directory contains iMDLL5k.dll file required for running API related applications.
This dll file is compiled with Microsoft Visual Studio .Net edition therefore only supports
Microsoft Visual C++ programming conventions.
Examples Directory:
This sub-directory contains iMDLL5k.dll file along with pre-compiled API example
executables. These executables are compiled with Microsoft Visual Studio .Net edition and
are designed to run under Windows XP and Windows 2000. The source code along with
sample Microsoft Visual Studio .Net solution file for these example applications can be
found in the iBeanAPI/Src sub-directory. Here is a brief description of the API example
applications:
– ListDevicesVC7.exe: This is a console based application which lists current online
devices. For a detailed look at this example and its code, see ’Example API Code’ on
page A-27.
– ReadSerialVC7.exe: This is a console based application which reads serial data
received from any online device on the network that has serial interface enabled.
– SetSamplingVC7.exe: This is a console based application which changes the
sampling interval of the online devices.
To access the different API examples available in the Examples directory, select the
following:
Start>All Programs>iB-5209>API Examples
Include Directory:
This sub-directory contains the iBeanAPI header files required to build any API based
application.
Lib Directory:
This sub-directory contains the iMDLL5k.lib file required to compile any API based
applications.

EK-5209-5 Evaluation Kit User’s Guide A-3
iB-5209 API Overview
Src Directory:
This sub-directory contains the source code and their corresponding Microsoft Visual Studio
.Net solution files. When these examples are build from these solution files the executables
are generated in the bin directory.

A-4 EK-5209-5 Evaluation Kit User’s Guide
i-Bean API Functions Overview
Table A-1 provides a list of API functions (version 2.0) associated with i-Bean network products.
Table A-1. i-Bean API functions
iBeanAPI.h Core API functions
ibApi_Open()
ibApi_Close
ibApi_GetApiVersion()
Session Management
ibApi_GetNetworkList()
ibApi_GetDeviceList()
Enumeration of network devices
ibApi_GetDeviceInfo()
ibApi_GetDeviceStatus()
Static and dynamic device attributes
iBApi_GetDeviceState()
ibApi_SetSamplingInterval()
ibApi_GetSamplingInterval()
Universally supported device properties
ibApi_WaitForDeviceEvent() Event Notification
iBeanAPI_IO.h Standard I/O peripherals
ibApi_IO_GetDeviceCaps() Static device attributes
ibApi_IO_SetADCConfig()
ibApi_IO_GetADCConfig()
ibApi_IO_ReadADC()
Analog-to-Digital conversion
ibApi_IO_SetDIOConfig()
ibApi_IO_GetDIOConfig()
ibApi_IO_WriteDIO()
ibApi_IO_ReadDIO()
Digital input/output
ibApi_IO_SetSerialConfig()
ibApi_IO_GetSerialConfig()
ibApi_IO_GetSerialBufferStatus()
ibApi_IO_WriteSerial()
ibApi_IO_ReadSerial()
Serial data interface (UART)
iBeanAPI_Utils.h Supplementary functions
ibApi_Utils_GetErrorDescription() Obtain text descriptions for error codes
ibApi_Utils_ConvertGroupIdToText()
ibApi_Utils_ConvertTextToGroupId()
ibApi_Utils_ConvertDeviceIdToText()
ibApi_Utils_ConvertTextToDeviceId()
Convert between ID structures and text
representation

EK-5209-5 Evaluation Kit User’s Guide A-5
iBeanAPI.h
iBeanAPI.h
Data Structures
1. ibApi_APIHANDLE
typedef ibApi_UINT16 ibApi_APIHANDLE;
This handle represents an API session. It is created by ibApi_Open() and used by most of
the other API functions.
2. ibApi_RESULT
typedef enum ibApi_RESULT_e ibApi_RESULT;
The API functions are standardized to return the value ibApi_RESULT, which is a signed 32-bit
integer. If the integer is negative, then it is an error code such as
ibApi_RESULT_ERR_INVALIDHANDLE or ibApi_RESULT_ERR_NOTPERMITTED. (See iBeanAPI.h
for a full listing of error codes.) Otherwise, the result can be ibApi_RESULT_SUCCESS or a
non-negative value specific to the particular function.
3. ibApi_GROUPID
struct ibApi_GROUPID_s {
ibApi_UINT8 words[4];
};
typedef struct ibApi_GROUPID_s ibApi_GROUPID;
The group ID is a 32-bit address that is used to identify a specific network of i-Bean devices
and is shared by all the devices within the network. (In the current implementation, each
i-Bean network group can only have one i-Bean Gateway.) A range of group IDs is allocated
by Millennial Net for each customer.
The API functions are standardized to return the value ibApi_RESULT, which is a signed 32-bit
integer. If the integer is negative, then it is an error code such as
ibApi_RESULT_ERR_INVALIDHANDLE or ibApi_RESULT_ERR_NOTPERMITTED. (See iBeanAPI.h
for a full listing of error codes.) Otherwise, the result can be ibApi_RESULT_SUCCESS or a
non-negative value specific to the particular function.
4. ibApi_DEVICEID
struct ibApi_DEVICEID_s {
ibApi_UINT8 words[8];
};
typedef struct ibApi_DEVICEID_s ibApi_DEVICEID;
The device ID is a 64-bit address that uniquely identifies an i-Bean network component such
as endpoint, router, or gateway.

A-6 EK-5209-5 Evaluation Kit User’s Guide
5. ibApi_COMPARISON
enum ibApi_COMPARISON_e {
ibApi_COMPARISON_LESSTHAN,
ibApi_COMPARISON_EQUAL,
ibApi_COMPARISON_GREATERTHAN
};
typedef enum ibApi_COMPARISON_e ibApi_COMPARISON;
This enum is used for the return value of functions that compare things. Note that these
values are non-negative to enable casting as ibApi_RESULT.
6. ibApi_IOMODE
enum ibApi_IOMODE_e {
ibApi_IOMODE_OUTPUT=0,
ibApi_IOMODE_INPUT=1
};
typedef enum ibApi_IOMODE_e ibApi_IOMODE;
This is used by functions such as ibApi_IO_SetDIOConfig() for configuring channels
for input or output.
7. ibApi_DEVICETYPE
enum ibApi_DEVICETYPE_e {
ibApi_DEVICETYPE_ENDPOINT = (1<<0),
ibApi_DEVICETYPE_ROUTER = (1<<1),
ibApi_DEVICETYPE_ROUTERBEAN = (1<<2),
ibApi_DEVICETYPE_GATEWAY = (1<<3),
ibApi_DEVICETYPE_ANY = 0xf /* used with filter */
};
typedef enum ibApi_DEVICETYPE_e ibApi_DEVICETYPE;
This is used to identify the device type. The ibApi_DEVICETYPE_ENDPOINT and
ibApi_DEVICETYPE_ROUTERBEAN implement various I/O interfaces, whereas
ibApi_DEVICETYPE_ROUTER and ibApi_DEVICETYPE_GATEWAY do not.
8. ibApi_DEVICEINFO
#define ibApi_MAX_VERSION_STRLEN 32
struct ibApi_DEVICEINFO_s {
ibApi_UINT32 struct_size;
ibApi_DEVICETYPE device_type;
ibApi_CHAR hardware_version[ibApi_MAX_VERSION_STRLEN];
ibApi_CHAR firmware_version[ibApi_MAX_VERSION_STRLEN];
};
typedef struct ibApi_DEVICEINFO_s ibApi_DEVICEINFO;

EK-5209-5 Evaluation Kit User’s Guide A-7
iBeanAPI.h
This data structure is used by ibApi_GetDeviceInfo() to report static device attributes
that are fixed at manufacturing time.
Structure Fields:
struct_size The value sizeof (ibApi_DEVICEINFO) should be assigned to this
field prior to calling ibApi_GetDeviceInfo(). This allows future
versions of the API to extend the struct without breaking binary
compatibility.
device_type The type of the device (endpoint, router, etc.).
hardware_version These two fields report the firmware and hardware version strings for
firmware_version various network devices, which are useful for diagnostic purposes. An
empty string may be assigned if the device does not support version
reporting.
9. ibApi_DEVICESTATE
enum ibApi_DEVICESTATE_e {
ibApi_DEVICESTATE_ONLINE,
ibApi_DEVICESTATE_OFFLINE,
ibApi_DEVICESTATE_CONNECTING,
ibApi_DEVICESTATE_REFRESHING,
ibApi_DEVICESTATE_LATE
};
typedef enum ibApi_DEVICESTATE_e ibApi_DEVICESTATE;
These functions are used with ibApi_GetDeviceState(). When a command is issued
to modify a network device, a series of network communications must occur before the
change will take effect. During this time period the said to be “refreshing”, and the actual
device state may be different from values visible to the API. The refresh time depends on
many factors such as sampling interval, traffic level, network topology, etc.
10. ibApi_DEVICESTATUS
struct ibApi_DEVICESTATUS_s {
ibApi_UINT32 struct_size;
ibApi_UINT16 hop_count;
ibApi_DEVICEID first_hop_router;
ibApi_DEVICEID last_hop_router;
ibApi_FLOAT battery_level;
ibApi_DEVICESTATE state;
ibApi_GROUPID group_id;
};
typedef struct ibApi_DEVICESTATUS_s ibApi_DEVICESTATUS;

A-8 EK-5209-5 Evaluation Kit User’s Guide
This struct is used by ibApi_FUNC ibApi_GetDeviceStatus() to report read-only
device properties that change with time.
Structure Fields:
struct_size The value size of (ibApi_DEVICESTATUS) should be assigned to this
field prior to calling ibApi_GetDeviceStatus(). This allows
future versions of the API to extend the struct without breaking binary
compatibility.
hop_count The hop count measures a device's topological distance from the
gateway. If the device talking directly to the gateway (i.e., no routers),
then the hop count is 1.
first_hop_router These fields store the device ID of the first and last router that the
device's packets passed through on their way to the gateway. If the
hop count is 1, then these fields are NULL.
last_hop_router These fields store the device ID of the first and last router that the
device's packets passed through on their way to the gateway. If the
hop count is 1, then these fields are NULL.
battery_level This reports the device battery level measured in volts. The precision is
device dependent and typically nonlinear. If battery information is
unavailable, the value is 0.
state The device state. See ibApi_DEVICESTATE documentation for details.
group_id This reports the group ID currently assigned to the device.
11. ibApi_DEVICEEVENTTYPE
enum ibApi_DEVICEEVENTTYPE_e {
ibApi_DEVICEEVENTTYPE_ALL = 0xffffffff
};
typedef enum ibApi_DEVICEEVENTTYPE_e
ibApi_DEVICEEVENTTYPE;
In a future release, it will be possible to filter the events reported by
ibApi_WaitForDeviceEvent() using a bitwise “OR” of the event types defined in this
enum. For the current release, the parameter should always be
ibApi_DEVICEEVENTTYPE_ALL.
12. ibApi_VERSION
typedef ibApi_UINT32 ibApi_VERSION;
#define ibApi_MAKE_VERSION(MAJOR,MINOR,RELEASE)
((ibApi_VERSION)((MAJOR<<16)|(MINOR<<8)|RELEASE))
#define ibApi_GET_VERSION_MAJOR(VER) ((VER>>16) & 0xff)
#define ibApi_GET_VERSION_MINOR(VER) ((VER>>8) & 0xff)
#define ibApi_GET_VERSION_RELEASE(VER) (VER & 0xff)

EK-5209-5 Evaluation Kit User’s Guide A-9
iBeanAPI.h
The ibApi_VERSION type is used by functions such as ibApi_GetApiVersion() to
encode version numbers as a 32-bit integer. Binary compatibility is only guaranteed when
the major and minor components are the same. Note that this is a non-negative number to
enable casting as ibApi_RESULT.
13. ibApi_EXPECTED_VERSION
#define ibApi_EXPECTED_VERSION
ibApi_MAKE_VERSION(1,0,0)
This macro encodes the API version number that the application was compiled with. It is
passed to ibApi_Open() as a safeguard to ensure that the correct DLL file is being loaded
by the application.

A-10 EK-5209-5 Evaluation Kit User’s Guide
Functions
1. ibApi_Open
ibApi_FUNC ibApi_Open(
ibApi_VERSION expected_version,
ibApi_CONST ibApi_CHAR * server_type,
ibApi_CONST ibApi_CHAR * connection_str
);
ibApi_Open() should be called to initialize the API before any other function is called. The
“server_type” parameter specifies the type of connection, and connection_str contains
various connection parameters that vary according to server type.
Notes: 1. For the current release, the server_type should always be “local”, and the
connection string should be "".
2. These text strings are case-sensitive.
Parameters:
expected_version: (input) Should always be ibApi_EXPECTED_VERSION.
server_type: (input) Should always be “local”, reserved for future use.
connection_str: (input) "", reserved for future use.
Return Value:
An ibApi_APIHANDLE value if successful, error code (<0) if not.
2. ibApi_Close
ibApi_FUNC ibApi_Close(
ibApi_APIHANDLE api_hdl
This disconnects from the server and releases the API resources. This should be called before
your application exits to avoid resource leaks.
Parameter:
api_hdl: (input) API handle returned from ibApi_Open()
Return Value:
An ibApi_RESULT_SUCCESS if successful, error code (<0) if not.
3. ibApi_GetApiVersion()
ibApi_FUNC ibApi_GetApiVersion ();

EK-5209-5 Evaluation Kit User’s Guide A-11
iBeanAPI.h
This function returns the actual software version for the API, which can differ from
ibApi_EXPECTED_VERSION if DLL’s are mixed.
Return Value:
An IbApi_VERSION value if successful, error code (<0) if not.
4. ibApi_GetNetworkList()
ibApi_FUNC ibApi_GetNetworkList(
ibApi_APIHANDLE api_hdl,
ibApi_GROUPID networks[],
ibApi_UINT32 networks_size
);
This retrieves a list of group ID’s for the networks managed by the server.
Parameters:
param api_hdl: (input) API handle returned from ibApi_Open()
networks: (output) array of group ID’s that is managed by the server
networks_size: (input) ibApi_INT32, maximum size for the network[]
Return Value:
The actual number of networks (which can exceed networks_size if the written data
was truncated), or an error code (<0) if unsuccessful.
5. ibApi_GetDeviceList()
ibApi_FUNC ibApi_GetDeviceList(
ibApi_APIHANDLE api_hdl,
ibApi_GROUPID network,
ibApi_DEVICETYPE device_type
ibApi_DEVICEID devices[],
ibAPI_UINT32 devices_size
);

A-12 EK-5209-5 Evaluation Kit User’s Guide
This retrieves the ID’s of the devices in the network. The device_type parameter is a bitwise
OR of the ibApi_DEVICETYPE constants that filters the result. (To retrieve all devices, use
ibApi_DEVICETYPE_ANY.)
Parameters:
param api_hdl: (input) API handle returned from ibApi_Open().
network: (input) Group ID of the network.
device_type: (input) Device type filter.
devices: (output) Array of device ID’s to store the result.
devices_size: (input) Maximum size for devices[].
Return Value:
The actual number of devices (which can exceed devices_size if the written data was
truncated), or an error code (<0) if unsuccessful.
6. ibApi_GetDeviceInfo()
ibApi_FUNC ibApi_GetDeviceInfo(
ibApi_APIHANDLE api_hdl,
ibApi_DEVICEID device_id,
ibApi_DEVICEINFO * device_info
);
This function retrieves various static device attributes that are predetermined at
manufacturing time. Thus, these values only need to be queried once for a particular device.
See ibApi_DEVICEINGFO above for details.
Note: To avoid memory corruption, size of (ibApi_DECVICEINFO) must be assigned to
the “struct_size” field prior to calling this function.
Parameters:
api_hdl: (input) API handle returned from ibApi_Open().
device_id: (input) ID of device to be accessed.
device_info: (output) Pointer to variable storing the result.
Return Value:
An ibApi_RESULT_SUCCESS if successful, error code (<0) if not.
7. ibApi_GetDeviceStatus()
ibApi_FUNC ibApi_GetDeviceStatus(
ibApi_APIHANDLE api_hdl,
ibApi_DEVICEID device_id,
ibApi_DEVICESTATUS * device_status
);

EK-5209-5 Evaluation Kit User’s Guide A-13
iBeanAPI.h
This function retrieves various read-only device properties whose values can change with
time. See ibApi_DEVICE STATUS above for details.
Note: To avoid memory corruption, size of (ibApi_DECVICESTATUS) must be assigned
to the “struct_size” field prior to calling this function.
Parameters:
api_hdl: (input) API handle returned from ibApi_Open().
device_id: (input) ID of device to be accessed.
device_status: (output) Pointer to variable storing the result.
Return Value:
An ibApi_RESULT_SUCCESS if successful, error code (<0) if not.
8. ibApi_GetDeviceState()
ibApi_FUNC ibApi_GetDeviceState(
ibApi_APIHANDLE api_hdl,
ibApi_DEVICEID device_id,
);
This function queries the current state of a device in the network. See the
ibApi_DEVICESTATE notes above for details.
Parameters:
api_hdl: (input) API handle returned from ibApi_Open().
device_id: (input) ID of device to be accessed.
Return Value:
An ibApi_DEVICESTATE if successful, error code (<0) if not..
9. ibApi_SetSamplingInterval()
ibApi_FUNC ibApi_SetSamplingInterval(
ibApi_APIHANDLE api_hdl,
ibApi_DEVICEID device_id,
ibApi_UNIT32 sampling_interval_ms
);

A-14 EK-5209-5 Evaluation Kit User’s Guide
This function sets the sampling interval for the device. The sampling interval determines how
frequently updates occur; lower values mean quicker response times, at the price of higher
bandwidth and power consumption. Typically the current interval must elapse before the
new interval will be programmed. When the update has completed, the device state will
return from ibApi_DEVISESTATE_REFRESHING to ibApi_DEVICESTATE_ONLINE.
Note: The assigned value will be quantized to the nearest legal value supported by the
device, which is typically a multiple of 100 ms larger than 300 ms.
Parameters:
api_hdl: (input) API handle returned from ibApi_Open().
device_id: (input) ID of device to be accessed.
sampling_interval_ms: (input) New sampling interval (in ms).
Return Value:
An ibApi_RESULT_SUCCESS if successful, error code (<0) if not.
10. ibApi_GetSamplingInterval()
ibApi_FUNC ibApi_GetSamplingInterval(
ibApi_APIHANDLE api_hdl,
ibApi_DEVICEID device_id,
);
This retrieves the sampling interval for the given device, measured in milliseconds. See
ibApi_SetSamplingInterval() above.
11. ibApi_WaitForDeviceEvent()
ibApi_FUNC ibApi_WaitForDeviceEvent(
ibApi_APIHANDLE api_hdl,
ibApi_DEVICEEVENTTYPE event_types,
ibApi_INT32 timeout ms,
ibApi_DEVICEID * device_id
);

EK-5209-5 Evaluation Kit User’s Guide A-15
iBeanAPI.h
This function implements the simplest form of event notification using the application thread
content: It causes the calling thread to sleep until a network packet has arrived (i.e., the
sequence number has incremented), and then returns the ID of the device that was updated.
If multiple devices have changed since the last call, ibApi_WaitForDeviceEvent() will
return their ID’s in sequential round-robin order. If time timeout expires and nothing has
changed, the return value ibApi_RESULT_ERR_TIMEOUT.
Parameters:
api_hdl: (input) API handle returned from ibApi_Open().
event_types: (input) This parameter is reserved for a future feature allowing the wait
condition to be restricted to a subset of the possible event types. In the
current release, the parameter should always be
ibApi_DEVICEEVENTTYPE_ALL.
timeout_ms: Number of milliseconds to wait before giving up (use -1 to wait
indefinitely).
device_id: (output) ID of the device that changed.
Return Value:
An ibApi_RESULT_SUCCESS if a device changed, ibApi_RESULT_ERR_TIMEOUT if not, or
an error code (<0) if unsuccessful.

A-16 EK-5209-5 Evaluation Kit User’s Guide
iBeanAPI_IO.h
Data Structures
1. ibApi_IO_SERIALMODE
enum ibApi_IO_SERIALMODE_e {
ibApi_IO_SERIALMODE_DISABLED,
ibApi_IO_SERIALMODE_RS232
};
typedef enum ibApi_IO_SERIALMODE_e ibApi_IO_SERIALMODE;
This is used by ibApi_IO_SERIALCONFIG to select the serial interface.
2. ibApi_IO_SERIALCONFIG
struct ibApi_IO_SERIALCONFIG_s {
ibApi_UINT32 struct_size;
ibApi_IO_SERIALMODE mode;
};
typedef struct ibApi_IO_SERIALCONFIG_s ibApi_IO_SERIALCONFIG;
Structure Fields:
struct_size The value size of (ibApi_IO_SERIALCONFIG) should be assigned to
this field prior to calling ibApi_IO_SetSerialConfig(). This
allows future versions of the API to extend the struct without breaking
binary compatibility.
mode See ibApi_IO_SERIALMODE comments above.
3. ibApi_IO_DEVICECAPS
struct ibApi_IO_DEVICECAPS_s {
ibApi_UINT32 struct_size;
ibApi_UINT8 num_dio_channels;
ibApi_UINT8 num_adc_channels;
ibApi_UINT8 adc_resolution_bits;
ibApi_UINT8 serial_input_buffer_depth:
ibApi_UINT8 serial_output_buffer_depth
};
typedef struct ibApi_IO_DEVICECAPS_s ibApi_IO_DEVICECAPS;

EK-5209-5 Evaluation Kit User’s Guide A-17
iBeanAPI_IO.h
Functions
This structure is used by ibApi_IO_GetDeviceCaps() to return various static device
attributes that are predetermined at manufacturing time.
Structure Fields:
struct_size The value size of (ibApi_IO_DEVICECAPS) should be
assigned to this field prior to calling
ibApi_IO_GetDeviceCaps(). This allows future
versions of the API to extend the struct without breaking
binary compatibility.
num_dio_channels This is the number of DIO channels (i.e., the channel index
passed to ibApi_IO_ReadDIO() must be less than this).
num_adc_channels This is the number of DIO channels (i.e., the channel index
passed to ibApi_IO_ReadADC() must be less than this).
adc_resolution_bits This is the number of bits of resolution supported by the
A/D converter, i.e. the maximum value for the raw data will
be (1<<adc_rsolution_bits)-1.
serial_input_buffer_depth This is the number of input data packets slots for which
packets can be pending to be read by the API-based
application.
serial_output_buffer_depth This is the number of output data packet slots for which
packets can be pending to be send by the monitor.
1. ibApi_IO_GetDeviceCaps()
ibApi_FUNC ibApi_IO_GetDeviceCaps (
ibApi_APIHANDLE api_hdl,
ibApi_DEVICEID device_id,
ibApi_IO_DEVICECAPS * device_caps
);
This function retrieves various static device attributes that are predetermined at
manufacturing time. Thus, these values only need to be queried once for a particular device.
See ibApi_IO_DEVICECAPS above for details.
Note: To avoid memory corruption, size of (ibApi_IO_DEVICECAPS) must be assigned
to the “struct_size” field prior to calling this function.
Parameters:
api_hdl: (input) API handle returned from ibApi_Open().
device_id: (input) ID of the device to be accessed.
device_caps: (output) Pointer to variable storing the result.
Return Value:
An ibApi_RESULT_SUCCESS if successful, error code (<0) if not.

A-18 EK-5209-5 Evaluation Kit User’s Guide
2. ibApi_IO_SetADCConfig()
ibApi_FUNC ibApi_IO_SetADCConfig (
ibApi_APIHANDLE api_hdl,
ibApi_DEVICEID device_id,
ibApi_UINT8 channel_index,
ibApi_BOOL enabled
);
This sets whether the specified ADC channel is enabled or disabled. The channel must be
enabled before calling ibApi_IO_ReadADC().
Parameters:
api_hdl: (input) API handle returned from ibApi_Open().
device_id: (input) ID of the device to be accessed.
channel_index: (input) Channel index to access.
enabled: (input) ibApi_TRUE to enable the channel.
Return Value:
An ibApi_RESULT_SUCCESS if successful, or an error code (<0) if not.
3. ibApi_IO_GetADCConfig()
ibApi_FUNC ibApi_IO_GetADCConfig (
ibApi_APIHANDLE api_hdl,
ibApi_DEVICEID device_id,
ibApi_UINT8 channel_index
);
This queries whether the specified ADCchannel is enabled or disabled.
Parameters:
api_hdl: (input) API handle returned from ibApi_Open().
device_id: (input) ID of the device to be accessed.
channel_index: (input) Channel index to access.
Return Value:
An ibApi_TRUE if enabled, ibApi_FALSE if disabled, or an error code (<0) if not.
4. ibApi_IO_ReadADC()
ibApi_FUNC ibApi_IO_ReadADC (
ibApi_APIHANDLE api_hdl,
ibApi_DEVICEID device_id,
ibApi_UINT8 channel_index,
ibApi_FLOAT * adc_value
);

EK-5209-5 Evaluation Kit User’s Guide A-19
iBeanAPI_IO.h
This retrieves the value of the specified ADC channel, measured in volts. Note that this is
computed by normalizing the raw reading relative to the battery voltage, and this calculation
influences the precision of the result.
Parameters:
api_hdl: (input) API handle returned from ibApi_Open().
device_id: (input) ID of the device to be accessed.
channel_index: (input) Channel index to access.
adc_value: (output) Result of the ADC reading in volts.
Return Value:
An ibApi_RESULT_SUCCESSFUL if successful, or an error code (<0) if not.
5. ibApi_IO_SetDIOConfig()
ibApi_FUNC ibApi_IO_SetDIOConfig (
ibApi_APIHANDLE api_hdl,
ibApi_DEVICEID device_id,
ibApi_UINT8 channel_index,
ibApi_IOMODE io_mode
);
This sets whether the specified DIO channel is configured for input or output, which governs
the interpretation of ibApi_IO_ReadDIO() and ibApi_IO_WriteDIO().
Parameters:
api_hdl: (input) API handle returned from ibApi_Open().
device_id: (input) ID of the device to be accessed.
channel_index: (input) Channel index to access.
io_mode: (input) New input/output mode.
Return Value:
An ibApi_RESULT_SUCCESSFUL if successful, or an error code (<0) if not.
6. ibApi_IO_GetDIOConfig()
ibApi_FUNC ibApi_IO_GetDIOConfig (
ibApi_APIHANDLE api_hdl,
ibApi_DEVICEID device_id,
ibApi_UINT8 channel_index
);

A-20 EK-5209-5 Evaluation Kit User’s Guide
This queries whether the specified DIO channel is configured for input or output.
Parameters:
api_hdl: (input) API handle returned from ibApi_Open().
device_id: (input) ID of the device to be accessed.
channel_index: (input) Channel index to access.
Return Value:
An ibApi_IOMODE value if successful, or an error code (<0) if not.
7. ibApi_IO_WriteDIO()
ibApi_FUNC ibApi_IO_WriteDIO (
ibApi_APIHANDLE api_hdl,
ibApi_DEVICEID device_id,
ibApi_UINT8 channel_index,
ibApi_UINT8 dio_value
);
This sets the value of the specified DIO channel. Note that an error will result if the channel is
not configured for output.
Note: In some product models, the DIO pins are shared with the serial data interface and
will be disabled when it is active.
Parameters:
api_hdl: (input) API handle returned from ibApi_Open().
device_id: (input) ID of the device to be accessed.
channel_index: (input) Channel index to access.
dio_value: (input) New output level (0 or 1).
Return Value:
An ibApi_RESULT_SUCCESS if successful, or an error code (<0) if not.
8. ibApi_IO_ReadDIO()
ibApi_FUNC ibApi_IO_ReadDIO (
ibApi_APIHANDLE api_hdl,
ibApi_DEVICEID device_id,
ibApi_UINT8 channel_index
);

EK-5209-5 Evaluation Kit User’s Guide A-21
iBeanAPI_IO.h
This reads the value of the specified DIO channel. If the channel is configured for output, it
reads the current output value.
Note: In some product models, the DIO pins are shared with the serial data interface and
will be disabled when it is active.
Parameters:
api_hdl: (input) API handle returned from ibApi_Open().
device_id: (input) ID of the device to be accessed.
channel_index: (input) Channel index to access.
Return Value:
Digital 0 or 1, or an error code (<0).
9. ibApi_IO_SetSerialConfig()
ibApi_FUNC ibApi_IO_SetSerialConfig (
ibApi_APIHANDLE api_hdl,
ibApi_DEVICEID device_id,
ibApi_IO_SERIALCONFIG * serial_config
);
This configures the serial “user data” interface. If these pins are shared with the DIO pins,
the DIO will be disabled.
Parameters:
api_hdl: (input) API handle returned from ibApi_Open().
device_id: (input) ID of the device to be accessed.
serial_config: (input) New configuration.
Return Value:
An ibApi_RESULT_SUCCESS if successful, or an error code (<0) if not.
10. ibApi_IO_GetSerialConfig()
ibApi_FUNC ibApi_IO_GetSerialConfig (
ibApi_APIHANDLE api_hdl,
ibApi_DEVICEID device_id,
ibApi_IO_SERIALCONFIG * serial_config
);
This retrieves the configuration for the serial “user data” interface.
Parameters:
api_hdl: (input) API handle returned from ibApi_Open().
device_id: (input) ID of the device to be accessed.
serial_config: (output) Variable to store the result.
Return Value:
An ibApi_RESULT_SUCCESS if successful, or an error code (<0) if not.

A-22 EK-5209-5 Evaluation Kit User’s Guide
11. ibApi_IO_GetSerialBufferStatus()
ibApi_FUNC ibApi_IO_GetSerialBufferStatus (
ibApi_APIHANDLE api_hdl,
ibApi_DEVICEID device_id,
ibApi_IOMODE io_mode
);
For the given device, this function retrieves the status of the out going serial data buffer. The
return value gives the number of empty packet slots in the buffer. A negative return value
denotes an error and a zero return value means there is currently no out going empty packet
slots.
Parameters:
api_hdl: (input) API handle returned from ibApi_Open().
device_id: (input) ID of the device to be accessed.
io_mode: (input) Data direction to be accessed.
Return Value:
The empty out going packet slots if successful, or an error code (<0) if not.
12. ibApi_IO_WriteSerial()
ibApi_FUNC ibApi_IO_WriteSerial (
ibApi_APIHANDLE api_hdl,
ibApi_DEVICEID device_id,
ibApi_UINT8 buffer[],
ibApi_UINT8 buffer_size
);
This writes a user data packet to the specified device handle. The
ibApi_FIELDID_USERDATAMODE field must have been previously set to something other
than ibApi_USERDATAMODE_DISABLED. (Note that on some devices, this will disable other
peripherals, such as DIO.) The specific contents of the user data block and its maximum size
are application defined. The buffer_size variable determines the number of bytes sent (note
that NULL bytes receive no special interpretation.) To query the maximum payload size, call
ibApi_WriteSerialData() with buffer_size=0.
Parameters:
api_hdl: (input) API handle returned from ibApi_Open().
device_id: (input) ID of the device to be accessed.
buffer: (input) User data packet to transmit.
buffer_size: (input) Number of bytes in the user data packet.
Return Value:
The maximum buffer size if successful, or an error code (<0) if not.

EK-5209-5 Evaluation Kit User’s Guide A-23
iBeanAPI_IO.h
13. ibApi_IO_ReadSerial()
ibApi_FUNC ibApi_IO_ReadSerial (
ibApi_APIHANDLE api_hdl,
ibApi_DEVICEID device_id,
ibApi_UINT8 buffer[],
ibApi_UINT8 buffer_size,
ibApi_UINT8 seq_num
);
For the given device, this retrieves the user data packet that arrived most recently. The
ibApi_IO_SERIALMODE setting must have been previously something other than
ibApi_IO_SERIALMODE_DISABLED. The input buffer holds a single packet (i.e., an
arriving packet overwrites the previous one). Lost packets can be detected by gaps in the
sequence numbers, which increment whenever a packet is received. If no new data is
available, then the return value is 0.
Parameters:
api_hdl: (input) API handle returned from ibApi_Open().
device_id: (input) ID of the device to be accessed.
buffer[ ]: (output) Buffer to store the incoming user data packet.
buffer_size: (input) Maximum size for buffer[ ].
seq_num: (output) Sequence number identifying this packet, or NULL if this information
is not needed.
Return Value:
Error code or the actual size of the result (which could exceed buffer_size if the written
data was truncated)

A-24 EK-5209-5 Evaluation Kit User’s Guide
iBeanAPI_Utils.h
Functions
1. ibApi_Utils_GetErrorDescription()
ibApi_FUNC ibApi_Utils_GetErrorDescription(
ibApi_RESULT error_code,
ibApi_CHAR * description,
ibApi_UINT32 description_size
);
This function returns an English language interpretation for an API error code.
Parameters:
error_code: (input) ibApi_RESULT to be interpreted.
description: (output) Pointer to buffer storing the text.
description_size: (input) Maximum size of buffer.
Return Value:
Error code, or the actual size of the result including the terminating NULL (which could
exceed description_size if the written data was truncated).
2. ibApi_Utils_ConvertGroupIDToText()
ibApi_FUNC ibApi_Utils_ConvertGroupIDToText(
ibApi_CONST ibApi_GROUPID group_id,
ibApi_CHAR * group_id_text,
ibApi_UINT32 group_id_text_size,
ibApi_UINT32 min_words
);
This renders a group ID as a text string, such as “1.2.3.4”. If the “min_words” parameter is
less than 4,leading zeros will be omitted for brevity. For example, if min_words is 3, then
0.0.5.1 would be rendered as “0.5.1”.
Parameters:
group_id: (input) Group ID to convert.
group_id_text: (output) Pointer to buffer storing the text.
group_id_text_size: (input) Maximum size of buffer.
min_words: (input) Minimum number of digit groups.
Return Value:
Error code, or the actual size of the result including the terminating NULL (which could
exceed group_id_text_size if the written data was truncated).

EK-5209-5 Evaluation Kit User’s Guide A-25
iBeanAPI_Utils.h
3. ibApi_Utils_ConvertTextToGroupID()
ibApi_FUNC ibApi_Utils_ConvertTextToGroupID(
ibApi_CONST ibApi_CHAR * group_id_text,
ibApi_GROUPID * group_id
);
This parses a text string such as “1.2.3.4” and stores the result in the group_id structure. If
fewer than 4 digit groups are provided, the result is left-padded with 0’s.
Parameters:
group_id_text: (input) Buffer to be parsed.
group_id: (output) Structure to store the result.
Return Value:
ibApi_RESULT_SUCCESS if successful, error code (<0) if not.
4. ibApi_Utils_ConvertDeviceIdToText()
ibApi_FUNC ibApi_Utils_ConvertDeviceIdToText(
ibApi_DEVICEID device_id,
ibApi_CHAR * device_id_text,
ibApi_UINT32 device_id_text_size,
ibApi_UINT32 min_words
);
This renders a device ID as a text string such as “1.2.3.4.5.6.7.8”. If the “min_words”
parameter is less than 8, leading zeros will be omitted for brevity. For example, if min_words
is 4, then 0.0.0.0.0.5.1 would be rendered as “0.0.5.1”.
Parameters:
device_id: (input) Device ID to convert.
device_id_text: (output) Buffer to store the text.
device_id_text_size: (input) Maximum size of the buffer.
min_words: (input) Minimum number of digit groups.
Return Value:
Error code, or the actual size of the result including the terminating NULL (which could
exceed device_id_text_size if the written data was truncated).
5. ibApi_Utils_ConvertTextToDeviceId()
ibApi_FUNC ibApi_Utils_ConvertTextToDeviceId(
ibApi_CONST ibApi_CHAR * device_id_text,
ibApi_DEVICEID * device_id
);

A-26 EK-5209-5 Evaluation Kit User’s Guide
This parses a text string such as “1.2.3.4.5.6.7.8” and stores the result in the device_id
structure. If fewer than 8 digit groups are provided, the result is left-padded with 0’s.
Parameters:
group_id_text: (input) Buffer to be parsed.
group_id: (output) Structure to store the result.
Return Value:
ibApi_RESULT_SUCCESS if successful, error code (<0) if not.

EK-5209-5 Evaluation Kit User’s Guide A-27
Example API Code
Example API Code
Millennial Net provides as part of the evaluation kit, several example API applications. This
section examines in detail one of the API examples, ListDevicesVC7, including the code it uses.
ListDevicesVC7 provides a list of all detected network nodes (i-Bean Gateway, i-Bean Router(s),
and i-Bean Endpoint(s)).
ListDevicesVC7 Example
To run the ListDevicesVC7 example (see Figure 2.):
1. From the Windows taskbar, select the following to open the Examples window:
Start>All Programs>iB-5209>API Examples
2. From the Examples window, select ListDevicesVC7. The command window opens and
displays the list of detected network nodes.
Proceed to “ListDevicesVC7 Code” to view the code used in this example.
Figure A-2. API Example: ListDevicesVC7
Note: Be sure that iB-5209 Network Monitor is running before executing the following
procedure (see ’Launching iB-5209 Network Monitor’ on page 2-12).
Select Start>All Programs>iB-5209>API Examples
1
Select ListDevicesVC7
2

A-28 EK-5209-5 Evaluation Kit User’s Guide
ListDevicesVC7 Code
The C file containing the code shown here can be found in the Programs directory:
Programs\iB-5209\iBeanAPI\Src\ListDevices
/*
* ListDevices.c
*
* Copyright (c) 2000-2004 Millennial Net, Inc. All Rights Reserved.
* Reproduction or modification is strictly prohibited without express
* written consent of Millennial Net.
*
* This example illustrates the basic operations of connecting to the i-Bean
* API and obtaining basic information about the devices in the network.
* It prints out the list of gateways, routers, and endpoints currently
* participating in the network, along with some information about each
* device.
*
* This project was built using Microsoft Visual C++ version 7.1, but should
* be compatible with other similar compiler versions.
*/
#include <iBeanAPI.h>
#include <iBeanAPI_IO.h>
#include <iBeanAPI_Utils.h>
#include <stdio.h>
#include <stdlib.h>
#ifndef __GNUC__
#include <conio.h>
#else
#include <mingw/conio.h>
/* #include <mingw/conio.h> */
#endif
/*
* This is the number of "words" in a network address. For example, the
* address "127.0.1" contains three words. The i-Bean protocol supports
* up to 8 words (64-bits), but the actual maximum is reduced in some
* product releases to optimize the packet size.
*/
#define MIN_DEVICEID_WORDS 3

EK-5209-5 Evaluation Kit User’s Guide A-29
Example API Code
/***************************************************************************/
void WaitForKey(void) {
printf("\r\nPress any key to close...");
_getch();
printf("\r\n");
}
/****************************************************************************
* This is a simple wrapper for detecting and reporting API error return
* values. In C++, this function could throw an exception object.
*/
ibApi_RESULT CheckResult(ibApi_RESULT result) {
char error_text[256];
/*
* Error codes always have a negative value.
*/
if (result >= 0) return result;
/*
* For the purposes of this example, ibApi_RESULT_ERR_TIMEOUT is not a
* fatal error.
*/
if (result == ibApi_RESULT_ERR_TIMEOUT) return result;
/*
* This interprets the error code, writing the result to the error_text
* variable
*/
ibApi_Utils_GetErrorDescription(result,error_text,sizeof(error_text));
printf("\r\nERROR: %s\r\n",error_text);
/*
* Technically, ibApi_Close() should be called before exiting, e.g. via
* an atexit() handler. (This is omitted in the example for simplicity.)
*/
WaitForKey();
exit(1);
return 0;
}

A-30 EK-5209-5 Evaluation Kit User’s Guide
/***************************************************************************/
void ListDevices(ibApi_APIHANDLE api_hdl) {
#define DEVICEIDS_MAX 100
ibApi_GROUPID groupid;
ibApi_DEVICEID deviceids[DEVICEIDS_MAX];
int deviceids_count;
char deviceid_text[256];
int sampling_interval;
int i;
ibApi_DEVICEINFO deviceinfo;
ibApi_DEVICESTATUS devicestatus;
/*
* The ibApi_GetNetworkList() function returns a list of the groups
* currently managed by the network. If the gateway is not properly
* connected to the monitor, then this list will be empty.
*/
if (CheckResult(ibApi_GetNetworkList(api_hdl,&groupid,1) < 1)) {
printf("The network is empty\r\n");
return;
}
/*
* List the gateways in the group, which typically should be
* only one.
*/
printf("\r\nGATEWAYS\r\n");
deviceids_count = CheckResult(ibApi_GetDeviceList(api_hdl, groupid,
ibApi_DEVICETYPE_GATEWAY, deviceids,DEVICEIDS_MAX));
/*
* If the buffer limit was exceeded, then display partial results
*/
if (deviceids_count > DEVICEIDS_MAX)
deviceids_count = DEVICEIDS_MAX;
for (i=0; i<deviceids_count; ++i) {
/*
* Note that the struct_size must be assigned BEFORE calling
* ibApi_GetDeviceInfo(). This allows compatibility with future API
* versions that implement additional fields.
*/
deviceinfo.struct_size = sizeof(deviceinfo);

EK-5209-5 Evaluation Kit User’s Guide A-31
Example API Code
CheckResult(ibApi_GetDeviceInfo(api_hdl,deviceids[i],&deviceinfo));
CheckResult(ibApi_Utils_ConvertDeviceIdToText(deviceids[i],
deviceid_text,sizeof(deviceid_text),MIN_DEVICEID_WORDS));
printf(" %10s fw=\"%s\" hw=\"%s\"\r\n", deviceid_text,
deviceinfo.firmware_version,deviceinfo.hardware_version);
}
/*
* List the routers.
*/
printf("\r\nROUTERS\r\n");
deviceids_count = CheckResult(ibApi_GetDeviceList(api_hdl, groupid,
ibApi_DEVICETYPE_ROUTER|ibApi_DEVICETYPE_ROUTERBEAN, deviceids,DEVICEIDS_MAX));
if (deviceids_count > DEVICEIDS_MAX)
deviceids_count = DEVICEIDS_MAX;
for (i=0; i<deviceids_count; ++i) {
/*
* Note that the struct_size must be assigned BEFORE calling
* ibApi_GetDeviceStatus().
*/
devicestatus.struct_size = sizeof(devicestatus);
CheckResult(ibApi_GetDeviceStatus(api_hdl,deviceids[i],&devicestatus));
CheckResult(ibApi_Utils_ConvertDeviceIdToText(deviceids[i],
deviceid_text,sizeof(deviceid_text),MIN_DEVICEID_WORDS));
printf(" %10s (%i hops)\r\n", deviceid_text, devicestatus.hop_count);
}
/*
* List the endpoints.
*/
printf("\r\nENDPOINTS\r\n");
deviceids_count = CheckResult(ibApi_GetDeviceList(api_hdl, groupid,
ibApi_DEVICETYPE_ENDPOINT, deviceids,DEVICEIDS_MAX));
if (deviceids_count > DEVICEIDS_MAX)
deviceids_count = DEVICEIDS_MAX;
for (i=0; i<deviceids_count; ++i) {

A-32 EK-5209-5 Evaluation Kit User’s Guide
CheckResult(ibApi_Utils_ConvertDeviceIdToText(deviceids[i],
deviceid_text,sizeof(deviceid_text),MIN_DEVICEID_WORDS));
sampling_interval = CheckResult(ibApi_GetSamplingInterval(api_hdl,deviceids[i]));
printf(" %10s (%i ms)\r\n", deviceid_text, sampling_interval);
}
}
/***************************************************************************/
int main() {
/*
* This handle represents the current API session.
*/
ibApi_APIHANDLE api_hdl;
ibApi_VERSION api_version;
api_version = ibApi_GetApiVersion();
printf("\r\nInitializing API Version %i.%i.%i\r\n\r\n",
ibApi_GET_VERSION_MAJOR(api_version),
ibApi_GET_VERSION_MINOR(api_version),
ibApi_GET_VERSION_RELEASE(api_version)
);
/*
* ibApi_Open() is called to begin the session. Your application
* should ensure that ibApi_Close() is called to release the handle
* before exiting.
*/
api_hdl = CheckResult(ibApi_Open(ibApi_EXPECTED_VERSION,"local",""));
ListDevices(api_hdl);
CheckResult(ibApi_Close(api_hdl));
WaitForKey();
return 0;
}

EK-5209-5 Evaluation Kit User’s Guide B-1
B
Sample Application
This chapter contains information on how to perform the sample application included with the
EK-5209-5 Evaluation Kit:
• ’Application Overview’ on page B-2
• ’Application Setup & Operation’ on page B-4
• ’Changing Temperature Sensor Battery’ on page B-7

B-2 EK-5209-5 Evaluation Kit User’s Guide
Application Overview
Millennial Net includes a sample application in the EK-5209-5 Evaluation Kit. This application
demonstrates a real-world application of the Millennial Net's endpoint peripheral interface and
how it is used for monitoring and data collection purposes across a wireless network.
The EK-5209-5 Evaluation Kit includes a temperature sensor assembly with a 10,000 Ohm Kele
sensor (Type 3) that changes resistance as its environmental temperature changes. The sensor
can be used to measure temperatures from -35O to +240O degrees Fahrenheit, with precision of
5%.
The sensor's resistance change is measured via voltage change, measured by an endpoint's
ADC channel 0, and converted by the TempMonitor application software (included with kit) to
temperature. The sensor connection diagram is shown in Figure B-1 and process flow is shown
in Figure 2.
Figure B-1. Temperature sensor assembly overview (cover removed)
Temperature sensor
iB-Endpoint
Temperature sensor assembly

EK-5209-5 Evaluation Kit User’s Guide B-3
Application Overview
Figure B-2 describes the process flow.
Figure B-2. Process flow
Application Components
In addition to the i-Bean Gateway and iB-5209 Network Monitor software supplied with the
EK-5209-5 Evaluation Kit, the following items are included for the sample application:
•i-Bean Endpoint (removed from one of the kit terminal boards)
•Temperature sensor assembly: This assembly contains a factory installed terminal board
and temperature sensor. The terminal board is also equipped with a factory-installed
battery for providing power to the i-Bean Endpoint. (i-Bean Endpoints
•TempMonitor application software (automatically loaded on host PC when contents of
kit CD are installed)
Note: Before using the temperature sensor assembly for this sample application, you will
need to install an i-Bean Endpoint (see ’Temperature Sensor Assembly Setup’ on
page B-4)
Temperature Change
Resistance Change
Voltage Change
ADC Reading Change
ADC Reading Change
Temperature Change
Temperature sensor
Closed circuit with power
ADC reading
Wireless network
TempMonitor application

B-4 EK-5209-5 Evaluation Kit User’s Guide
Application Setup & Operation
The following procedures describe how to set up the iB-5209 hardware and software for
creating the evaluation kit’s sample application.
Temperature Sensor Assembly Setup
To install an i-Bean Endpoint in the temperature sensor assembly (see Figure B-3):
1. Use an Allen wrench to turn in the two set screws holding the cover to the base and
remove the cover.
2. Turn the Power Switch OFF.
3. Remove an i-Bean Endpoint from one of the kit’s terminal boards and install it on the
terminal board located on the base of the temperature sensor assembly.
4. Turn the Power Switch to ON. The sensor is discovered and displayed by iB-5209
Network Monitor.
5. Replace the cover and back out the two cover set screws to secure the cover in place.
Figure B-3. Installing i-Bean Endpoint in Temperature Sensor Assembly
Note: Before this sample application can be executed, you must install the iB-5209
Evaluation Kit’s hardware and software according to the instructions found in
Chapter 2, “Kit Installation”. The i-Bean Gateway must be installed and powered
on, and iB-5209 Network Monitor must be running before proceeding.
Install i-Bean Endpoint
3
Turn Power Switch ON
4
Turn Power Switch OFF
2
Replace cover
5
Turn in cover set screws (2),
1
then remove cover

EK-5209-5 Evaluation Kit User’s Guide B-5
Application Setup & Operation
Launching TempMonitor Application
To launch the TempMonitor application (see Figure B-4):
1. From the Windows task bar, select Star>All Programs>iB-5209>API Examples. The
Examples window opens with a list of options.
2. Select TempMonitor from the Examples window. TempMonitor launches.
Figure B-4. Launching TempMonitor
Select Start>All Programs>iB-5209>API Examples
1
Select Tem p M on i to r
2

B-6 EK-5209-5 Evaluation Kit User’s Guide
TempMonitor Overview
The TempMonitor application displays temperature changes vs. time for one device only. Use
the Device Selection area to select the endpoint with matching device ID, then click Update
button to configure the device (enable ADC channel 1). The Run/Stop button is used to control
the display curve updating; Run means continuously update the curve, Stop means to freeze
the current curve. The precise reading can also be obtains from the Realtime Sensor Reading(F)
area.
Figure B-5. TempMonitor display
You can change the environment temperature to observe changes to the graph’s curve.

EK-5209-5 Evaluation Kit User’s Guide B-7
Changing Temperature Sensor Battery
Changing Temperature Sensor Battery
The temperature sensor assembly comes with a factory installed lithium battery. The procedure
below describes how to replace the battery when needed. Millennial Net recommends using
the following replacement battery type:
DigiKey Part Number: P189-ND (phone: 1-800-DIGI-KEY).
To replace the battery (see Figure B-6):
1. Use an Allen wrench to turn in the two set screws holding the cover to the base and
remove the cover.
2. Turn the power switch OFF.
3. Remove the screws (2) securing the terminal board to the base and lift the terminal up
and off the base.
4. Replace the battery—located on the bottom of the terminal board—with the
recommended battery type, observing polarity (+ side of battery to + side of holder).
5. Turn the power switch ON.
6. Reinstall the terminal board, replace assembly cover, and back out the two cover set
screws to secure the cover in place.
Figure B-6. Changing temperature sensor assembly battery
Caution
Do not overtighten the terminal board mounting screws, which may damage the battery holder.
Replace battery
4
Turn power switch ON
5
Turn power switch OFF
2
Turn in cover set screws (2),
1
then remove cover
Remove mounting screws (2)
and terminal board
3
Replace cover
6

B-8 EK-5209-5 Evaluation Kit User’s Guide

EK-5209-5 Evaluation Kit User’s Guide Index-1
Index
A
AD Converter
configuring 3-17
API
overview B-2
C
com port
select 3-24
configuring
ADC 3-17
digital I/O 3-12
RS-232 3-18
RS-485 3-19
sample interval 3-11
UART operation 3-15
D
data format
configure (serial and ADC) 3-23
Digital I/O
configuring 3-12
digital input setup 3-12
digital output setup 3-13
E
Edit Device window 3-7
ESD warning 1-5
evaluation kit
contents 1-5
overview 1-2
event log file
create 3-21
view 3-26, 3-28
F
frequency band 1-2
H
hardware installation 2-3
host PC requirements 1-5
I
iB-5209 Network Monitor
configuring node’s operation 3-7
Counts 3-4
install software 2-10
menu bar 3-3
monitoring features 3-2
overview 3-2
sensor node details 3-4
i-Bean
Endpoint 1-3
Gateway 1-4
Router 1-3
i-Bean network overview 1-3
install
iB-5209 Network Monitor 2-10
i-Bean Endpoint 2-9
i-Bean Gateway 2-3
i-Bean Router 2-6
L
label nodes 3-20
M
major features 1-2
monitor statistics 3-25
multiple capture 3-28
N
Network Monitor
i-Bean Gateway details 3-4
network topologies 1-4
node status 3-4
P
persistence
configure 3-22
R
RS-232
configuring 3-18
RS-485
configuring 3-19
S
sample application B-2
sample interval
all nodes 3-11
single node 3-11
serial communication parameters 3-15
T
temperature sensor assembly
change battery B-7
overview B-2
setup B-4
TempMonitor
launching B-5


