Motorola Two Way Radio Dtr410 Users Manual Daytona
DTR550TM 140128MANUAL
DTR410 to the manual ba9f61de-b18f-4018-ad43-7b1ceb96fb48
2015-01-23
: Motorola Motorola-Motorola-Two-Way-Radio-Dtr410-Users-Manual-272343 motorola-motorola-two-way-radio-dtr410-users-manual-272343 motorola pdf
Open the PDF directly: View PDF
.
Page Count: 84
- 9980384R89-E.pdf
- Notations Used in This Manual
- Your DTR Series Radio
- Getting Started
- Menu Icons
- Status Icons
- Text Area
- Display Options
- Menu Key
- Menus and Lists
- Antenna
- Battery
- Battery Life
- Charging the Radio
- Charging using the Drop-in Charging Tray
- Charging using the Plug-in Charger
- Charging a Radio and Battery using a Multi-Unit Charger
- Battery Meter
- Attaching the Battery
- Swivel Belt Holster
- Mini Keyboard
- Attaching the Mini Keyboard to the Radio
- Disconnecting the Mini Keyboard from Your Radio
- Entering Text with the Mini Keyboard
- Yellow/Lock Key Functionality
- Green/Lock Key Functionality
- CAPS Key Functionality
- Standard Yellow Function Green Function
- Using Mini Keyboard Key Shortcuts
- Extended Character Set
- Accent Marks
- Other Special Characters
- Accessories
- Turning Your Radio On or Off
- Adjusting the Speaker Volume
- Setting Voice VibraCall on
- Selecting a Scroll List Contact
- Viewing a Contact
- Receiving and Making Calls
- Types of Calls
- An end user can create a group such as "Security Only” and privately response to that particular group.
- Receiving a Call
- Making a Call
- Call Alerts
- Sending Call Alerts
- Receiving a Call Alert
- Text Messaging
- Receiving a Message
- To View the Message
- To Dismiss the Message Notification
- Reading from the Inbox
- Replying to a Received Message
- Sending a Text Message
- Composing a Message Using the Mini Keyboard
- Deleting a Message
- Accessing the Main Menu
- Main Menu Navigation Chart
- Recent Calls
- Viewing a Recent Call
- Alerting a Recent Caller
- Deleting Recent Calls
- Settings
- Setting the Display
- Adjusting the Contrast
- Setting the Backlight
- Setting VibraCall
- Clock and Alarm
- Setting the Time
- Setting the Date
- Setting the Alarm
- Setting the Volume
- Setting the Ringer Volume
- Setting the Speaker Volume
- Setting the Keypad Volume
- Setting Ambient Noise Level
- My Info
- Accessing the Advanced Menu
- Managing Your Scroll List
- Enabling Scan
- Enabling Call Forwarding
- Remote Disabling (DTR410 and DTR650 Models Only)
- Remote Monitoring (DTR410 and DTR650 Models Only)
- Remote Time (DTR410 and DTR650 Models Only)
- Program Menu Navigation Chart
- Entering Programming Mode
- My Info
- Adding Contacts
- Call Type
- Channel
- Unit Name
- Programming a Unit ID (Private Calls Only)
- Selecting a Group ID
- Entering a Home Group Number
- Selecting Group Only
- Entering Group Members (PrivateGroup Only for DTR550/650)
- Entering a Ringer Type (Private Calls Only for DTR550/650 or Contacts Only for DTR410)
- Text Messaging
- Settings
- Radio History
- Reset Defaults
- Scan Lists
- Manager Mode
- See All Groups
- Language
- CPS Set-up
- Entering a Name on the Radio
- Creating the Private Contacts
- Creating the PublicGroup Contacts
- Setting up Scan
- Personalizing your Radio
- Setting the Scroll List
- Programming your Radio
- Scenario On How To Program A Radio
- Entering Cloning Mode
- Cloning Using the Cloning Cable
- Adding/Deleting a Contact
- Reset All Contacts
- Remote Delete Contact
- What Does this Warranty Cover?
- Products and Accessories
- Exclusions
- Software
- Exclusions
- Who is Covered?
- How to Obtain Warranty Service or Other Information?
- Software Copyright Notice
- Patent Notice
- Export Law Assurances
- 5480384S84-B
- M
- QUICK REFERENCE DTR SERIES™ PORTABLE RADIO
- Programming
- GETTING STARTED
- 1. INSTALL THE BATTERY Slide the lock tab to the left to unlock and push down on the latch at the top of the battery door and lift off the radio. Insert the battery, printed arrows first, into the battery compartment and press down to secure ...
- 2. CHARGE THE BATTERY Connect the charger to the drop-in charging tray and insert the radio using the plug of the plug in charger. The battery meter on the radio display will stop flashing when fully charged.
- 3. TURN THE RADIO ON Press the Power Button (hold to turn off).The radio chirps.
- SENDING A VOICE CALL
- 1. Turn the radio on and select the recipient(s) by either: . Selecting from the scroll list, using the navigation keys . Selecting from Contacts by pressing Menu and using the navigation keys . Selecting from Recent Calls by pressing Menu th...
- 2. Press and hold the PTT button on the side of the radio until the talk permit tone is received, then speak clearly into the microphone. If “User Not Available” displays, the recipient is either in another radio call, out of range, or turned...
- 3. Release the PTT button to listen.
- RECEIVING A VOICE CALL

Title Page DTR Series™
DTR410/DTR550/DTR650
User Guide
Motorola, Inc.
8000 West Sunrise Boulevard
Fort Lauderdale, Florida 33322 9980384R89-E

Foreword
The information contained in this manual relates to all DTR Series portable radios, unless otherwise specified.
Product Safety and RF Exposure Compliance
ATTENTION!
This radio is restricted to occupational use only to satisfy FCC RF energy exposure requirements.
Before using this product, read the RF energy awareness information and operating instructions in the
Product Safety and RF Exposure booklet enclosed with your radio (Motorola Publication part number
6881095C98) to ensure compliance with RF energy exposure limits.
For a list of Motorola-approved antennas, batteries, and other accessories, visit the following web site
which lists approved accessories: <http://www.motorola.com/cgiss/index.shtml>
Computer Software Copyrights
The Motorola products described in this manual may include copyrighted Motorola computer programs stored in
semiconductor memories or other media. Laws in the United States and other countries preserve for Motorola certain
exclusive rights for copyrighted computer programs, including, but not limited to, the exclusive right to copy or reproduce in
any form the copyrighted computer program. Accordingly, any copyrighted Motorola computer programs contained in the
Motorola products described in this manual may not be copied, reproduced, modified, reverse-engineered, or distributed in
any manner without the express written permission of Motorola. Furthermore, the purchase of Motorola products shall not
be deemed to grant either directly or by implication, estoppel, or otherwise, any license under the copyrights, patents or
patent applications of Motorola, except for the normal non-exclusive license to use that arises by operation of law in the
sale of a product.
Document Copyrights
No duplication or distribution of this document or any portion thereof shall take place without the express written permission
of Motorola. No part of this manual may be reproduced, distributed, or transmitted in any form or by any means, electronic
or mechanical, for any purpose without the express written permission of Motorola.
Disclaimer
The information in this document is carefully examined, and is believed to be entirely reliable. However, no responsibility is
assumed for inaccuracies. Furthermore, Motorola reserves the right to make changes to any products herein to improve
readability, function, or design. Motorola does not assume any liability arising out of the applications or use of any product
or circuit described herein; nor does it cover any license under its patent rights nor the rights of others.
Trademarks
MOTOROLA and The Stylized M Logo are registered in the US Patent & Trademark Office. All other product or service
names are the property of their respective owners.
© Motorola, Inc. 2005, 2006.
Before using this product, read the operating instructions
for safe usage contained in the Product Safety and RF
Exposure booklet enclosed with your radio.
!
C a u t i o n

Table of Contents
Foreword.........................................................................................................ii
FCC Licensing Information ...........................................................................v
Chapter 1 Introduction ......................................................................... 1-1
Notations Used in This Manual................................................................................................................ 1-1
Your DTR Series Radio........................................................................................................................... 1-4
Getting Started ........................................................................................................................................ 1-5
Menu Icons .................................................................................................................................... 1-5
Status Icons ................................................................................................................................... 1-5
Text Area ....................................................................................................................................... 1-6
Display Options.............................................................................................................................. 1-6
Menu Key....................................................................................................................................... 1-6
Menus and Lists............................................................................................................................. 1-6
Antenna ................................................................................................................................................... 1-6
Battery ..................................................................................................................................................... 1-6
Battery Life..................................................................................................................................... 1-6
Charging the Radio.................................................................................................................................. 1-7
Charging using the Drop-in Charging Tray .................................................................................... 1-7
Charging using the Plug-in Charger ..............................................................................................1-7
Charging a Radio and Battery using a Multi-Unit Charger............................................................. 1-8
Battery Meter ................................................................................................................................. 1-8
Attaching the Battery ............................................................................................................................... 1-8
Swivel Belt Holster................................................................................................................................... 1-9
Mini Keyboard.......................................................................................................................................... 1-9
Attaching the Mini Keyboard to the Radio ..................................................................................... 1-9
Disconnecting the Mini Keyboard from Your Radio ....................................................................... 1-9
Entering Text with the Mini Keyboard .......................................................................................... 1-10
Yellow/Lock Key Functionality ..................................................................................................... 1-10
Green/Lock Key Functionality...................................................................................................... 1-10
CAPS Key Functionality............................................................................................................... 1-10
Standard Yellow Function Green Function .................................................................................. 1-11
Using Mini Keyboard Key Shortcuts ............................................................................................ 1-12
Extended Character Set .............................................................................................................. 1-12
Accent Marks ............................................................................................................................... 1-12
Other Special Characters ............................................................................................................ 1-13
Accessories ........................................................................................................................................... 1-13
Chapter 2 General Radio Operations.................................................. 2-1
Turning Your Radio On or Off.................................................................................................................. 2-1
Adjusting the Speaker Volume ................................................................................................................ 2-1
Setting Voice VibraCall on....................................................................................................................... 2-1
Selecting a Scroll List Contact................................................................................................................. 2-2
Viewing a Contact.......................................................................................................................... 2-2
Receiving and Making Calls .................................................................................................................... 2-3
Types of Calls ................................................................................................................................ 2-3

ii Table of Contents
November 2008 9980384R89-E
An end user can create a group such as "Security Only” and privately response to that particular
group................................................................................................................................. 2-3
Receiving a Call ............................................................................................................................. 2-3
Making a Call ................................................................................................................................. 2-3
Call Alerts ................................................................................................................................................ 2-4
Sending Call Alerts ........................................................................................................................ 2-4
Receiving a Call Alert..................................................................................................................... 2-4
Text Messaging ....................................................................................................................................... 2-5
Receiving a Message..................................................................................................................... 2-5
Reading from the Inbox.................................................................................................................. 2-5
Replying to a Received Message ..................................................................................................2-6
Sending a Text Message ............................................................................................................... 2-7
Composing a Message Using the Mini Keyboard .......................................................................... 2-8
Deleting a Message ....................................................................................................................... 2-9
Accessing the Main Menu...................................................................................................................... 2-10
Main Menu Navigation Chart ................................................................................................................. 2-10
Recent Calls .......................................................................................................................................... 2-11
Viewing a Recent Call.................................................................................................................. 2-11
Alerting a Recent Caller ............................................................................................................... 2-11
Deleting Recent Calls .................................................................................................................. 2-12
Settings.................................................................................................................................................. 2-12
Setting the Display ....................................................................................................................... 2-13
Setting VibraCall .......................................................................................................................... 2-14
Clock and Alarm........................................................................................................................... 2-14
Setting the Volume....................................................................................................................... 2-17
My Info................................................................................................................................................... 2-19
Chapter 3 Advanced Radio Operations .............................................. 3-1
Accessing the Advanced Menu ............................................................................................................... 3-1
Managing Your Scroll List .............................................................................................................. 3-1
Enabling Scan................................................................................................................................ 3-2
Enabling Call Forwarding............................................................................................................... 3-2
Remote Disabling (DTR410 and DTR650 Models Only) ............................................................... 3-3
Remote Monitoring (DTR410 and DTR650 Models Only) ............................................................. 3-4
Remote Time (DTR410 and DTR650 Models Only) ...................................................................... 3-4
Chapter 4 Radio Programming............................................................ 4-1
Program Menu Navigation Chart ............................................................................................................. 4-1
Entering Programming Mode................................................................................................................... 4-2
My Info..................................................................................................................................................... 4-2
Adding Contacts ...................................................................................................................................... 4-3
Call Type........................................................................................................................................ 4-3
Channel.......................................................................................................................................... 4-4
Unit Name ...................................................................................................................................... 4-4
Programming a Unit ID (Private Calls Only) .................................................................................. 4-5
Selecting a Group ID...................................................................................................................... 4-5
Entering a Home Group Number ................................................................................................... 4-5
Selecting Group Only..................................................................................................................... 4-6
Entering Group Members (PrivateGroup Only for DTR550/650) ................................................... 4-6
Entering a Ringer Type (Private Calls Only for DTR550/650 or Contacts Only for DTR410) ........4-7

Table of Contents iii
9980384R89-E November 2008
Text Messaging ....................................................................................................................................... 4-7
Settings.................................................................................................................................................... 4-8
Radio History ................................................................................................................................. 4-8
Reset Defaults ............................................................................................................................... 4-9
Scan Lists ...................................................................................................................................... 4-9
Manager Mode............................................................................................................................... 4-9
See All Groups............................................................................................................................. 4-10
Language..................................................................................................................................... 4-10
Chapter 5 Programming the Radio with Customer Programming Soft-
ware (CPS) (DTR410 Only) ................................................. 5-1
CPS Set-up.............................................................................................................................................. 5-1
Entering a Name on the Radio ................................................................................................................ 5-1
Creating the Private Contacts.................................................................................................................. 5-2
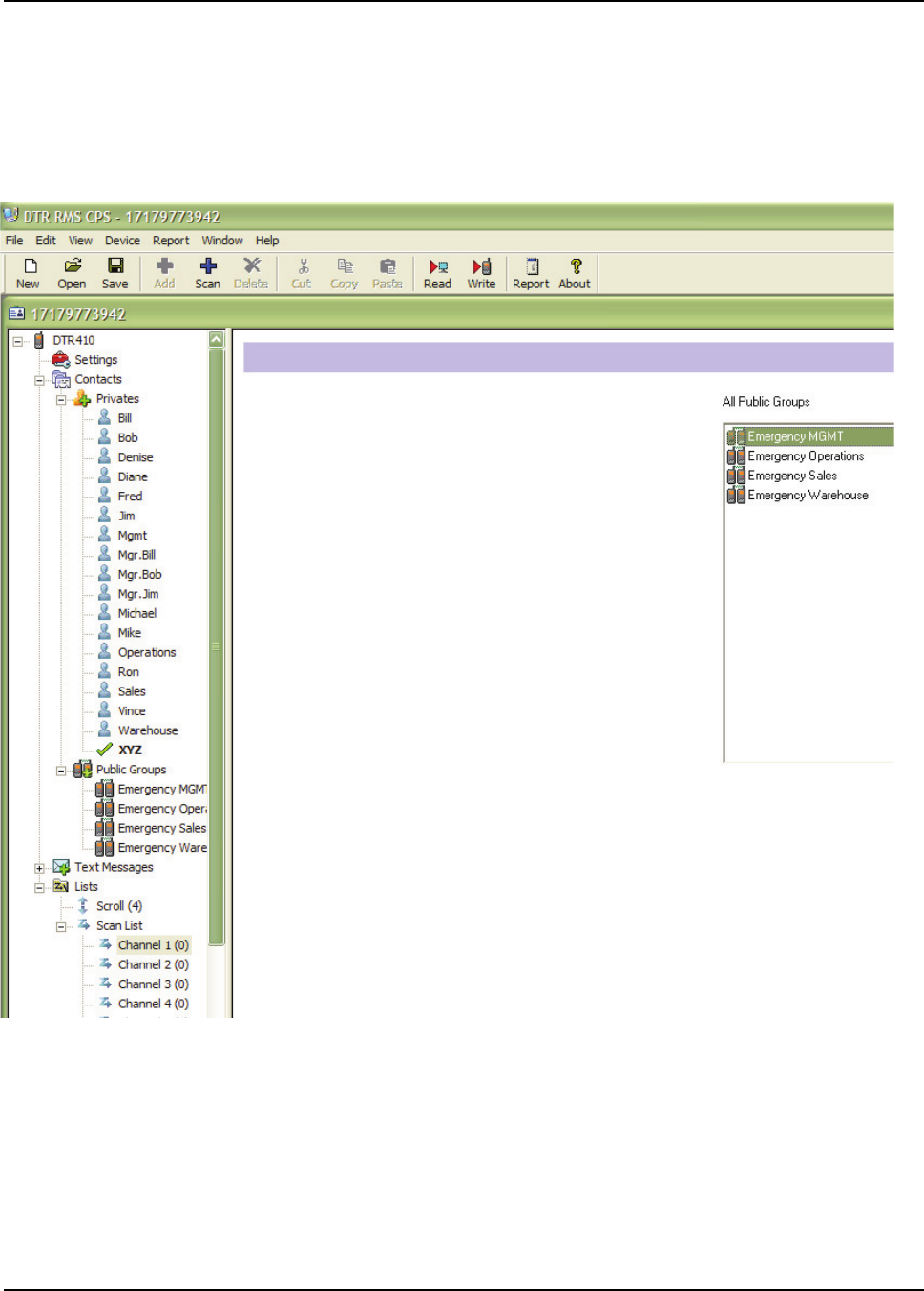
Creating the PublicGroup Contacts......................................................................................................... 5-3
Setting up Scan ....................................................................................................................................... 5-4
Personalizing your Radio......................................................................................................................... 5-5
Setting the Scroll List............................................................................................................................... 5-6
Programming your Radio......................................................................................................................... 5-6
Scenario On How To Program A Radio................................................................................................... 5-7
Chapter 6 Cloning Mode ...................................................................... 6-1
Entering Cloning Mode............................................................................................................................ 6-1
Cloning Using the Cloning Cable............................................................................................................. 6-2
Adding/Deleting a Contact....................................................................................................................... 6-3
Reset All Contacts ................................................................................................................................... 6-5
Remote Delete Contact ........................................................................................................................... 6-5
Chapter 7 Troubleshooting.................................................................. 7-1
Chapter 8 Motorola Limited Warranty for the
United States and Canada.................................................. 8-1
What Does this Warranty Cover? ............................................................................................................ 8-1
Products and Accessories ............................................................................................................. 8-1
Exclusions...................................................................................................................................... 8-1
Software......................................................................................................................................... 8-2
Who is Covered?..................................................................................................................................... 8-2
How to Obtain Warranty Service or Other Information?.......................................................................... 8-2
Software Copyright Notice....................................................................................................................... 8-2
Patent Notice........................................................................................................................................... 8-3
Export Law Assurances........................................................................................................................... 8-3
INDEX .................................................................................... I-1

iv Table of Contents
November 2008 9980384R89-E
Notes

FCC Licensing Information
DTR Series™ professional two-way radios operate in the license-free 900 MHz ISM band and are
subject to the Rules and Regulations of the Federal Communications Commission (FCC)
This device complies with part 15 of the FCC rules. Operation is subject to the following two
conditions: (1) This device may not cause harmful interference, and (2) this device must accept any
interference received, including interference that may cause undesired operation.
Read this manual carefully and make sure you know how to properly operate radio before use.
Changes or modifications not expressly approved by Motorola may void the user’s authority granted
by the FCC to operate this radio and should not be made. To comply with FCC requirements,
transmitter adjustments should be made only by or under the supervision of a person certified as
technically qualified to perform transmitter maintenance and repairs. Replacement of any transmitter
component (crystal, semiconductor, etc.) not authorized by the FCC equipment authorization for this
radio could violate FCC rules.
NOTE: Use of this radio outside the country where it was intended to be distributed is subject to
government regulations and may be prohibited.

November 2008 9980384R89-E
vi
Notes

Chapter 1 Introduction
Thank you for purchasing a Motorola DTR Series™ radio. Your radio is a product of Motorola’s 75
plus years of experience as a world leader in the designing and manufacturing of communications
equipment. The DTR Series radios provide cost-effective communications for businesses such as
retail stores, restaurants, schools, construction sites, manufacturing, property and hotel
management, and more. Motorola professional two-way radios are the perfect communications
solution for all of today’s fast-paced industries.
Please read this manual carefully to ensure you know how to properly operate the radio before use.
This User’s Guide covers operation and maintenance of your DTR Series radio.
Notations Used in This Manual
Throughout the text in this publication, you will notice the use of WARNINGS, Cautions, and Notes.
These notations are used to emphasize that safety hazards exist, and the care that must be taken or
observed.
WARNING: An operational procedure, practice, or condition, etc., which may result in
injury or death if not carefully observed.
CAUTION: An operational procedure, practice, or condition, etc., which may result in damage to
the equipment if not carefully observed.
NOTE: An operational procedure, practice, or condition, etc., which is essential to emphasize.
The following special notations identify certain items:
Example Description
Volume Control Button names are shown in bold print.
Radio keys and buttons are shown as they appear on
the radio.
Contcs Text appearing on the display is shown in bold print.
!
W A R N I N G
!
!
C a u t i o n

November 2008 9980384R89-E
1-2 Introduction: Notations Used in This Manual
Your model number is shown on the radio lens above the display, and tells you the following
information:
DTR Features
DTR410 DTR550 DTR650
PublicGroups
Available
Up to 25
(20 default) Up to 20
(5 default) Up to 50
(5 default)
Group Scan Up to 10 per
channel Up to 5 per
channel Up to 5 per channel
PrivateGroups
Available
- Up to 10 Up to 20
PrivateCall Yes Yes Yes
SMS Messaging
(See DTR SMS Tool:
<http://
www.motorola.com/DTR/
>)
10 Quick Notes
(20 available) 5 Quick Notes
(15 available) 10 Quick Notes
(25 available)
Vibracall® Yes Yes Yes
Clock/Alarm Yes Yes Yes
Scroll List Yes Yes Yes
Call Forwarding Yes Yes Yes
Remote Disable Yes Receive Only Yes
Remote Monitor Yes Receive Only Yes
Remote Time Yes Receive Only Yes
Battery Life 15.5 Hours
(5/5/90) 15.5 Hours
(5/5/90) 20 Hours
(5/5/90)
Charging Time Up to 3 Hours Up to 3 Hours Up to 1 Hour

9980384R89-E November 2008
Introduction: Notations Used in This Manual 1-3
Drop in Charging Tray Yes Yes Yes
Customer
Programming Software
(CPS) Compatible
Yes No No
DTR Features
DTR410 DTR550 DTR650

November 2008 9980384R89-E
1-4 Introduction: Your DTR Series Radio
Your DTR Series Radio
Antenna
Audio Jack
Connect audio accessories
Volume Controls
Push-to-Talk (PTT) Option Keys
Home Key
Power Button
Menu Key
Navigation Keys
Use to scroll menu settings
Plug-in Charging
Use to select display options
Use to exit the current menu
and return to the idle screen
Button
Speaker
Microphone
and Connect Data
Accessories

9980384R89-E November 2008
Introduction: Getting Started 1-5
Getting Started
NOTE: The DTR410 radio is Customer Programming Software (CPS) compatible. Please refer to “Chapter 5
Programming the Radio with Customer Programming Software (CPS) (DTR410 Only)” on
page 5-1for more details.
Any time your radio is powered on, the display provides you with information and options.
The display shown is in idle. The idle screen appears when your radio is on, but not engaged in any
activity.
Menu Icons
Menu icons appear when you are accessing a particular menu. The icon for that menu appears in
the upper left corner of the display.
Settings Customize your radio.
Recent Calls Lists recent calls.
My Info View personal radio information.
Contacts Create, view, store, edit contacts.
Messages View, reply, create, send messages.
Status Icons
Status icons usually appear in first row at the top of the display. Some appear at all times. Others
appear only when your radio is engaged in certain activities or when you have activated certain
features.
Home The private or group contact shown is on your home channel.
PublicGroup The contact selected is a PublicGroup.
PrivateGroup The contact selected is a PrivateGroup.
Scan The radio is scanning PublicGroups on your current channel.
Call Forward Your radio is set to forward calls.
Alarm The alarm has been set.
VibraCall Your radio is set to vibrate when receiving an alert or text message.
Menu Main Menu.
Text Input Indicates you are entering text. The mini keyboard must be attached
to the radio
JOE SMITH
Security
5:49pm 11/14
Contcs Mesgs
Menu/Status Icons
Text Area
Menu Icon
Display Options
User Name
Scroll Setting
1
2
AB
C

November 2008 9980384R89-E
1-6 Introduction: Antenna
Battery Status More bars on the battery indicate a greater charge. When the
battery is flashing, it is time to charge the radio.
New Message You have a new unopened text message.
Text Area
This area displays menus, messages, unit names or IDs, and other information.
Display Options
Two display options appear at the bottom of most screens. You select a display option by pressing
the below it.
Menu Key
Many features provide context-sensitive menus that let you access related features and actions. The
icon appears any time a context-sensitive menu is available. Press to access the menu.
Menus and Lists
Your radio’s features are arranged in menus, submenus, and lists. To access the items in a menu or
list, scroll using either the or keys.
Antenna
Your DTR Series radio may be equipped with a removable antenna. To install the antenna, rotate it
clockwise into the fitting on the top of the radio until it seats into the radio housing.
WARNING: DO NOT use your radio without an antenna.
Battery
WARNING: To avoid a possible explosion: DO NOT replace the battery in any area labeled
“hazardous atmosphere.” DO NOT discard batteries in a fire.
Battery Life
Your radio uses a rechargeable Lithium Ion (Li-Ion) battery.
Based on 5% transmit, 5% receive, 90% standby (standard duty cycle):
• NNTN4655 Li-Ion; Up to 20 Hours
• SNN5706 Li-Ion; Up to 15.5 Hours
Battery life is determined by several factors. Among the more critical are the regular overcharge of
batteries and the average depth of discharge with each cycle. Typically, the greater the overcharge
and the deeper the average discharge, the fewer cycles a battery will last.
For example, a battery which is overcharged and discharged 100% several times a day, lasts fewer
cycles than a battery that receives less of an overcharge and is discharged to 50% per day. Further,
a battery which receives minimal overcharging and averages only 25% discharge, lasts even longer.
WARNING: Care should be taken to avoid external short circuiting of the battery. A
sustained high-rate discharge (for example, a paper clip placed accidentally
across the battery contacts) may permanently damage the battery, void the
battery warranty, and create a burn or fire hazard.

9980384R89-E November 2008
Introduction: Charging the Radio 1-7
Motorola batteries are designed specifically to be used with a Motorola charger and vice versa.
Charging in non-Motorola equipment may lead to battery damage and void the battery warranty. The
battery should be at about 77°F (25°C) (room temperature), whenever possible. Charging a cold
battery (below 50° F [10°C]) may result in leakage of electrolyte and ultimately in failure of the
battery.
Charging a hot battery (above 95°F [35°C]) results in reduced discharge capacity, affecting the
performance of the radio. Motorola rapid-rate battery chargers contain a temperature-sensing circuit
to ensure that batteries are charged within the temperature limits stated above.
WARNING: Do not attempt to change or charge the battery in a hazardous atmosphere.
To charge the battery, place the battery (with or without the radio) in a Motorola-approved charger.
Charging the Radio
While the radio is charging, the display lights and the battery status icon flashes to show the status.
The battery charges in approximately 1-3 hours, and battery gauge shows all segments and stop
flashing when fully charged.
Charging using the Drop-in Charging Tray
NOTE: Use of the Drop-in Charging Tray is recommended for daily use.
1. Place the charging tray on a flat surface.
2. Connect the plug-in charger and drop-in charging tray by inserting the plug into the rear of the
drop-in charging tray.
3. Plug the charger into an AC outlet.
4. Insert the radio (with battery installed) into the charging tray.
NOTE: The charging tray has been designed to charge the radio with or without the holster.
Charging using the Plug-in Charger
1. Plug the charger into an AC outlet.
2. Open the accessory connector cover.
3. Plug the other end of the charger into the accessory connector.
4. Disconnect the charger from the radio by pressing the two side buttons on the charger and
remove from the radio.
Accessory Connector

November 2008 9980384R89-E
1-8 Introduction: Attaching the Battery
Charging a Radio and Battery using a Multi-Unit Charger
A Multi-Unit Charger (MUC) is available separately (RPN4040) which charges up to 6 radios,
batteries, or a combination of the two at the same time.
When charging a radio in the MUC, the battery icon on the radio display shows the charging status.
When charging a battery, the LED in front of the pocket indicates charging status. The LED is solid
red when the battery is charging, and solid green when charging is complete.
Battery Meter
The battery meter in the upper right corner of the radio display shows how much battery power is remaining:
Attaching the Battery
1. If the battery door is already in place, slide the lock tab to the left to unlock the battery latch.
Push down on the latch and lift the battery door off the radio.
2. Insert the battery, printed arrows first, into the battery compartment and press down to secure
firmly in place.
3. Replace the battery door onto the radio and slide the latch into place. Slide the lock tab to the
right to lock the battery latch.
Battery Type 3 Bars 2 Bars 1 Bar Flashing
Li-Ion
100%–85% 85%–25% 25%–10% Final 10%

9980384R89-E November 2008
Introduction: Swivel Belt Holster 1-9
Swivel Belt Holster
1. Slide the bottom of radio into the holster and push the top of the radio against it until it snaps
into place.
2. To remove, push the tab located on top of the holster and pull the radio from it.
NOTE: In case of loss, please contact your point-of-sale to request replacement part number
RLN5713 for DTR550/650 (53961 for DTR410).
Mini Keyboard
A mini keyboard accessory, part number NNTN5491 for DTR550/650 (53967 for DTR410), is
available separately that can be attached to your radio. The mini keyboard allows you to customize
Private and Group names, write text messages, and create/modify stored text messages.
Attaching the Mini Keyboard to the Radio
When the mini keyboard is attached to your radio, the “Device Attached” message is displayed.
1. Insert the mini keyboard's connector, with the arrow facing up, into your radio’s accessory
connector.
2. Fold the mini keyboard over the front of your radio.
Disconnecting the Mini Keyboard from Your Radio
1. Press and hold the buttons on the side of the mini keyboard connector.
2. Pull the mini keyboard connector straight out from your radio’s accessory connector. Do not
twist the connector.
550
Accessory Connector
Keyboard Connector

November 2008 9980384R89-E
1-10 Introduction: Mini Keyboard
Entering Text with the Mini Keyboard
If you have attached the mini keyboard correctly and the keyboard bezel is installed on the keyboard
base you can begin.
Here are some important points to remember when using the mini keyboard.
• Your radio DTR550/650 accepts a maximum of 512 characters in its largest input fields while
the DTR410 accepts a maximum of 80 characters.
• Some of your radio's functions cannot be used simultaneously, just as when you are using your
radios without the mini keyboard.
• Letters and functions shown in white are the default keys.
• All letters are lower case by default. For example, pressing the "Q" key displays "q."
• The Bspc key works as a Back Space key when entering a message.
• The Space key works as a Space Bar.
Yellow/Lock Key Functionality
1. Press the Yellow key once. The next key pressed displays the yellow character on that key.
The keyboard then returns to the default keys (as if the yellow key had not been pressed).
- For example, press the Yellow key followed by the "Q" key, and a "1" displays. If "Q" is
pressed again, a "q" displays.
2. Press the Yellow key twice to lock the keyboard in the yellow mode. All subsequent key
presses display the yellow character associated with the key pressed. The keys that do not
have yellow functions (Left Option, Right Option, Bspc, Space) still operate in the default
(white) mode.
3. Press the Yellow key again to unlock the yellow mode and revert back to the default (white)
mode.
4. Press the Green key to cancel the yellow mode and enter the green mode.
5. Press the CAPS key to cancel the yellow mode and enter the CAPS mode.
Green/Lock Key Functionality
1. Press the Green key once. The next key pressed displays the Green character on that key.
The keyboard then returns to the default keys (as if the green key had not been pressed).
- For example, press the Green key followed by the "U" key, and a "{" displays. If "U" is
pressed again, a "u" displays.
2. Press the Green key twice to lock the keyboard in the green mode. All subsequent key
presses display the Green character or function associated with the key pressed. The keys
that do not have green functions still operate in the default (white) mode.
3. Press the Green key again to unlock the green mode and revert back to the default (white) mode.
4. Press the Yellow key to cancel the green mode and enter the yellow mode.
5. Press the CAPS key to cancel the green mode and enter the CAPS mode.
CAPS Key Functionality
1. Press the CAPS key once. The next key pressed displays the capitalized character on that
key. Subsequent keys pressed are displayed in lower case.
2. Press the CAPS key twice to lock the keyboard in the caps mode. All subsequent key presses
display the capitalized character associated with the key pressed.
3. Press the CAPS key again to unlock the caps mode and revert back to the lower case mode.

9980384R89-E November 2008
Introduction: Mini Keyboard 1-11
4. Press the Yellow or Green key to unlock the caps mode and enter the yellow or green mode,
respectively.
Standard Yellow Function Green Function
Standard Yellow Function Green Function
Q 1 APOSTROPHE
W2 "
E3~
R 4 ACCENT
T5+
Y6^
U7 {
I8}
O9 [
P0 ]
A!#
S@<
D*>
F$UP ARROW
G%DOWN ARROW
H & LEFT ARROW
J ( RIGHT ARROW
K)=
L:;
Z- ¡
X_Å
C.ß
V\Þ
B,Æ
N/ I
M?¿

November 2008 9980384R89-E
1-12 Introduction: Mini Keyboard
Using Mini Keyboard Key Shortcuts
You can perform most of your radio’s functions using the keys on the Motorola mini keyboard.
Extended Character Set
The mini keyboard lets you enter special characters using a combination of keystrokes.
NOTE: The extended character set is only available if your radio is configured for a language other
than English.
Accent Marks
To create a letter with an accent mark over it, enter the keystrokes listed in the table above.
If your radio displays a language other than English, you must press the right arrow after a single
quote, ~, ', /, -, or ^ for the character to appear.
Radio Key Action Keyboard Equivalent
Left Option
Chooses current left
display option
Left Option Key
Right Option
Chooses current right
display option
Right Option Key
Accent Example Description Keystrokes
å acute accent (for letters a, e, i, o, u, y) single quote, then letter
â circumflex (for a, e, i, o, u + Y+ letter
Green
ä umlaut (for letters a, e, i, o, u) shift and quote, then letter
à grave accent (for letters a, e, i, o, u) grave accent, then letter
ã tilde (for letters a, n, o) + ~ + letter
Green
Å nordic A-ring (for letter a only) + X
Green
L
o
c
k
L
o
c
k
L
o
c
k

9980384R89-E November 2008
Introduction: Accessories 1-13
Other Special Characters
To create other special characters, enter the keystrokes listed in the table below.
Accessories
The DTR Series radio comes with a Lithium-Ion battery and a Drop-in Charging Tray.
Various accessories are available for use with your DTR Series radio, including holsters, hands-free
accessories, headset accessories, a mini keyboard, and more.
To order additional accessories, contact your dealer or call (800) 927-2744.
Accent Example Description Keystrokes
ß sharp s, German sz ligature + C
Green
Æ diphthong AE ligature + B
Green
ç or Ç cedilla single quote, then c or C
Þ icelandic thom + V
Green
ðor Ð icelandic eth dash and d or D
ø or Ø nordic O-Slash /, then o or O
¿ upside down? + M
Green
¡ upside down! + Z
Green
L
o
c
k
L
o
c
k
L
o
c
k
L
o
c
k
L
o
c
k

November 2008 9980384R89-E
1-14 Introduction: Accessories

Chapter 2 General Radio Operations
Your radio is ready for use after a fully-charged battery has been installed. However, your radio
should be programmed in order to be fully compatible with any existing DTR Series radios and to
fully utilize all radio features.
Refer to Chapter 3 - Advanced Radio Operations.
Turning Your Radio On or Off
Press to turn your radio on.
The radio chirps and the display briefly shows Motorola.
The display shows the radio Unit ID or Name, current Scroll list setting, time, date, and the available
Option key selections. If the radio has been assigned a unique Unit Name, the name displays rather
than the Unit ID for both the radio and any Contacts.
Press and hold to turn the radio off.
Adjusting the Speaker Volume
The Volume Control buttons are located on the upper left side of the radio. To adjust the speaker
volume, press the upper button to increase the volume level and press the lower button to decrease
the volume level. When either button is pressed, the display shows a bar chart indicating the present
level for the volume.
Setting Voice VibraCall on
Go to Main Menu, select Settings, scroll down to VibraCall, select and switch to On. The radio
vibrates briefly. When Voice VibraCall is on, the radio vibrates whenever a call is received after being
idle for at 30 seconds
17179860200
Public1
5:49pm 11/14
Contcs Mesgs

November 2008 9980384R89-E
2-2 General Radio Operations: Selecting a Scroll List Contact
Selecting a Scroll List Contact
In idle mode, use or to select the desired TalkGroup/Private contact. Press the PTT button
for one-touch communication.
Viewing a Contact
1. From the main screen, press under Contcs to enter the Contact List.
The Contact List screen appears with the first contact highlighted in the list.
2. Scroll to highlight the desired contact.
3. To view the contact, press under View for Group contacts or press and press
under View for Private contacts. The display changes and shows the contact (group
number or name), the ID number, and the channel number.
NOTE: For PrivateGroup contacts, members of the group are viewed by pressing under
Member.
JOE SMITH
Security
5:49pm 11/14
Contcs Mesgs

9980384R89-E November 2008
General Radio Operations: Receiving and Making Calls 2-3
Receiving and Making Calls
NOTE: Your DTR Series radio must be programmed to be fully compatible with other DTR Series
radios and fully utilize all radio features. Refer to Chapter 3 - Advanced Radio Operations.
Types of Calls
Your radio can make and receive three different types of voice calls:
• PublicGroup – One-to-many communication to all radios set to your channel and PublicGroup
number. All DTR Series radios are factory programmed with 2 to 5 PublicGroups.
• Private – One-to-one communication with another radio, requires adding a user to the Contacts
List.
• PrivateGroup – One-to-many communication to only radios in your group. Requires adding all
members to your Contact List then cloning the group (either over the air or with the RRDN5378
cloning cable) to member radios. Offers a higher level of privacy than a PublicGroup.
• Private Reply with Group Call – user receives a group call and replies back with a private call,
thus not tying up the whole group.
Private Reply with Group Calls
An end user can create a group such as "Security Only” and privately response to that particular group.
Receiving a Call
When a call is received, the radio chirps and the display shows the call type and transmitting caller’s
user ID or name.
Making a Call
1. Choose a contact from your Scroll List, Contacts, or Recent Call List.
2. Press and hold the PTT button. Begin speaking after the radio emits the talk permit tone. To
maximize clarity, hold the radio two-to-three inches away from your mouth.
3. Release the PTT button to listen.
NOTE: If “User Not Available” displays, the recipient is either: In a Call, Out of Range, or Turned Off.
Press to cancel and then try the call again. When contacting a group, at least one
member must be available for the call to be successful.
NOTE: Radio PTT button is disabled when accessory is connected to the radio. This can be done via
CPS (customer programming software).
Talkgrp in Use
Security
(Joe Smith)

November 2008 9980384R89-E
2-4 General Radio Operations: Call Alerts
Call Alerts
Sending a call alert lets the recipient know you want to talk to him or her. When you send a call alert,
the recipient's radio emits a series of beeps, or vibrates, and displays your Unit Name or ID along
with the time and date.
The recipient can:
• Answer – begin a call by pressing the PTT button.
• Clear – delete the call alert.
• Voice Vibrate Call – the radio vibrates when a call is received after being idle for at least 30
seconds
Sending Call Alerts
NOTE: Only Private Contacts can be alerted.
1. Highlight the Private Name/ID in Contacts or Recent Calls..
2. Press under Alert. “Ready to Alert” appears on the display.
3. Press the PTT button until “Alert Successful” appears on the display.
NOTE: If the alert is not successful, the radio you are trying to reach is either in a call, on another
channel, has the radio turned off, or is out of range.
Receiving a Call Alert
When you receive a call alert, you must answer or clear it. You cannot make new calls until you do.
To answer a call alert, press the PTT button to respond to the sender. To clear a call alert, press
under Clear.

9980384R89-E November 2008
General Radio Operations: Text Messaging 2-5
Text Messaging
Your radio can send and receive short text messages to Private or Group contacts. Your radio must
be on and within range to receive text messages.
NOTE: DTR SMS test messaging is available on the DTR website with the help file of how to use this
tool. The DTR SMS tool allow an end user to communicate to a specific fleet with the use of
the end user's computer fromdifferent locations.
Receiving a Message
When you receive a text message, “New Message Received” appears on the display. The sender
and group (if applicable) are also indicated.
To View the Message
1. Press under Read to read the message.
NOTE: If you are in a menu when the message is received, you must exit and read it from the Inbox.
2. If the message fills more than one screen, scroll to read the entire message.
3. To delete the message, press and press under Delete.
To Dismiss the Message Notification
Press under Back to read the message at a later time. This icon appears on the display,
reminding you that you have an unread message.
Reading from the Inbox
1. Press under Mesgs.
2. Scroll to the message you want to read.
3. Press under Read.
4. If the message fills more than one screen, scroll to read it.
New Message
Received
From Jones
Read Back

November 2008 9980384R89-E
2-6 General Radio Operations: Text Messaging
Replying to a Received Message
Your radio has a number of pre-programmed Quick Notes available, or the mini keyboard can be
used to create a response. Additional Quick Notes can be created and the existing ones modified/
deleted with the mini keyboard by selecting Text Messaging while in Programming Mode.
1. To reply to the message, press under Reply.
2. The Send Message screen appears.
NOTE: If the mini keyboard is connected to the radio, the [Write Mesg] option appears on the display.
Refer to Composing a Message Using the mini keyboard.
3. Scroll to highlight a reply message and press under Select to select the reply mes-
sage. The Compose Msg. screen appears.
4. To change the Contact you are sending to, press under Change. This returns you to
the Contact List. Scroll to select the correct Contact and press under Select.
5. To view the text messages in the list, scroll to select the message and press under
View.
6. Press under Send to send the reply.
Detailed View
From:Jones
Are you at wo..
Reply Back
Compose Msg
To:Jones
View Send
Mesg:Can you mee

9980384R89-E November 2008
General Radio Operations: Text Messaging 2-7
Sending a Text Message
Your radio can send and receive short text messages to Private or Group contacts, and has several
pre-programmed Quick Notes available. The mini keyboard can be used to change, add additional,
or delete these messages while in Programming Mode. This accessory can also be used to write
new messages from User Mode.
1. Press under Mesgs. The message inbox is displayed.
2. Highlight [Send Mesg] and press under Select.
3. The Send Message screen appears.
NOTE: If the mini keyboard is connected to the radio, the [Write Mesg] option appears on the display.
Refer to Composing a Message Using the mini keyboard.
4. Scroll to select the message you want to send.
JOE SMITH
Security
5:49pm 11/14
Contcs Mesgs

November 2008 9980384R89-E
2-8 General Radio Operations: Text Messaging
5. Press under Select to choose the message. The display shows the Contact and the
message you want to send
6. To change the Contact you are sending to, press under Change. This returns you to
the Contact List. Scroll to select the correct Contact and press under Select.
7. To view the text messages in the list, scroll to select the message and press under
View. If the message fills more than one screen, scroll to read it.
8. Press under Send to send the message.
Composing a Message Using the Mini Keyboard
The mini keyboard can be used to type either new messages or replies.
1. From the Send Message screen, highlight the [Write Mesg] option and press under
Select..
2. The Compose Msg screen appears.
3. To change the Contact you are sending to, press under Change. This returns you to
the Contact List. Scroll to select the correct Contact and press under Select.
Compose Msg
To:Jones
View Send
Mesg:Can you mee
Send Message
Select Back
[Write Mesg]

9980384R89-E November 2008
General Radio Operations: Text Messaging 2-9
4. Scroll to highlight the Mesg: option. Press under Change.
5. The Mesg: screen appears. Use the mini keyboard to enter your message (maximum 80
characters).
NOTE: The under Delete can be used to erase characters. Holding deletes the entire
message.
6. Once the message is completed, press under Done.
7. Press under Send to send the message. The display shows a confirmation that the
message was sent.
Deleting a Message
1. From the idle screen press under Mesgs to enter the Message Inbox.
2. Scroll to select a message for deletion.
3. After selecting a message, press . The Inbox displays the delete selections. If only the
one message is to be deleted, highlight Delete and press under Select.
4. If all messages in the Inbox are to be deleted, highlight Delete All and press under
Select. A confirmation screen appears.
5. Press under Yes to delete all messages.

November 2008 9980384R89-E
2-10 General Radio Operations: Accessing the Main Menu
Accessing the Main Menu
1. Press to access the Main Menu. The Main Menu appears.
2. Scroll through the available menu options. Highlight the desired menu option and press
under Select.
Main Menu Navigation Chart
Recent Calls
Main Menu
Settings
My Info
Display
VibraCall
Clock/Alarm
Volume
Advanced
Scroll List
Call Forward
Remote Disable*
Remote Monitor*
Remote Time*
to enter main menu
or to scroll through list
to select display option
to exit main menu
* Menus only appear on the DTR650 radio when Manager Mode is enabled.
Scan
Ambient
Noise
OtaAll Allow

9980384R89-E November 2008
General Radio Operations: Recent Calls 2-11
Recent Calls
This menu lists recent calls received and allows the user to view, alert or delete the twenty most recent
calls on the list. From the Main Menu, scroll to highlight Recent Calls and press under Select.
Viewing a Recent Call
1. Scroll to select a recent call from the list. To view GroupCall details, press under View.
To view PrivateCall details, press . The Rec. Call Menu appears.
NOTE: The graphic to the left of the user/group name or ID indicates whether the call was received
(pointing left) or initiated (pointing right)..
2. Scroll to show call details for the selected call. These include Group Name (if applicable),
User Name and ID, time, date, and length of call. Continuing scroll moves you to the next
recent call
3. Press under Back to access the previous screen.
Alerting a Recent Caller
NOTE: Only Private contacts can be alerted.
1. Scroll to select a recent call from the list and press under Alert.
2. Press the PTT button to send the alert.
NOTE: If the alert was successful, a confirmation screen appears. If the alert was not successful, an
unsuccessful screen appears.
Recent Calls
Smith
Jones
Security
View Back
Call Details
Office
Smith
9:03am 11/22
Back

November 2008 9980384R89-E
2-12 General Radio Operations: Settings
Deleting Recent Calls
1. Scroll to highlight a recent call from the list.
2. Press . The Rec. Call Menu appears.
NOTE: View only appears as a menu option for Private calls.
3. Scroll to highlight Delete to remove only the one call or Delete All to delete all recent calls
and press under Select.
4. Select under Yes or No. The display confirms that the call or calls have been deleted
and then returns to the Recent Calls list.
Settings
The Settings menu allows you to adjust personal settings that include Display, VibraCall, Clock/
Alarm, Volume, and Advanced. The Advance features are for managing your Scroll List, Scan List,
Call Forwarding, Remote Disable, Remote Monitor, and Remote Time. Refer to Chapter 3 –
Advanced Radio Operations to operate the Advance features.
From the Main Menu, scroll to highlight Settings and press under Select. The Settings menu
appears.
Yes No
Smith?
Delete:

9980384R89-E November 2008
General Radio Operations: Settings 2-13
Setting the Display
From the Settings menu, scroll to highlight Display and press under Select. The Display
menu appears. From the Display menu, you can adjust the contrast and backlight time.
Adjusting the Contrast
1. From the Display menu, scroll to highlight Contrast and press under Change. The
Contrast screen appears.
2. Use or to adjust the Contrast as necessary and then press under OK to return
to the previous menu.
Setting the Backlight
1. From the Display menu, scroll to highlight Backlight and press under Change. The
Backlight screen appears. The presently selected value has a check mark on the left side.
2. Scroll to highlight the desired value. You can set the backlight time to Off, 5, 10, 20, 30, or 90
seconds.
3. Press under Select to save the setting and return to the previous screen.
Display
Contrast:2
Backlight:10
Change Back
OK Cancel
Contrast
4

November 2008 9980384R89-E
2-14 General Radio Operations: Settings
Setting VibraCall
VibraCall allows you to set the radio to vibrate with no audio alert tones when text messages or call
alerts are received.
NOTE: This does not mute the audio for voice calls.
1. From the Settings menu, scroll to highlight VibraCall and press under Select. The Vib-
raCall screen appears. A checkmark is displayed to the left of the present selection.
2. Scroll to highlight the desired selection.
3. Press under Select to save the selection and return to the previous menu.
NOTE: When turning vibrate on, the radio briefly vibrates and appears on the display.
Clock and Alarm
Your radio requires that the current time and date be set in order to fully utilize the digital features.
This can be set manually or by using the Remote Time feature (see page 3-5)
From the Settings menu, scroll to highlight Clock/Alarm and press under Select. The Clock/
Alarm menu appears.
9

9980384R89-E November 2008
General Radio Operations: Settings 2-15
Setting the Time
1. From the Clock/Alarm Menu scroll to highlight Time and press under Change. The
Time screen is displayed.
2. Scroll to select the desired hour.
NOTE: Press and hold or to fast scroll.
3. Press under --> to move to the minutes and scroll to select the desired minutes.
4. Press under --> to move to am/pm and scroll to select the desired setting.
5. After completing the time setting press under Done to complete the setting and to
return to the previous menu.
Setting the Date
1. From the Clock/Alarm menu, scroll to highlight Date and press under Change. The
Date screen is displayed.
2. Scroll to select the desired Month.
NOTE: Press and hold or to fast scroll.
3. Press under --> to move to the day and scroll to select the day.
4. Press under --> to move to the Year and scroll to select the Year.
5. After completing the date setting, press under Done to complete the entry and return to
the previous menu.

November 2008 9980384R89-E
2-16 General Radio Operations: Settings
Setting the Alarm
Your DTR Series radio has an alarm feature that can be set to remind you of a recurring daily event.
From the Clock/Alarm menu, scroll to highlight Set Alarm and press under Select. The Set
Alarm menu appears.
The Set Alarm menu allows the Alarm to be turned Off or On and to set the Alarm Time.
1. Scroll to highlight Alarm and press under Change. The alarm menu is displayed with
On and Off listed. A check mark to the left of On or Off indicates the present selection.
2. Scroll to select the desired condition and press under Select. The display returns to the
Set Alarm menu with the new selection indicated.
NOTE: When the Alarm is set to On, the icon appears on the display.
3. Scroll to highlight Time and press under Done. The alarm time is set using the same
procedure as for setting the Time.
4. Scroll to select the desired hour.
NOTE: Press and hold or to fast scroll.
5. Press under --> to move to the minutes and scroll to select the desired minutes.
6. Press under --> to move to am/pm and scroll to select the desired setting.
9

9980384R89-E November 2008
General Radio Operations: Settings 2-17
7. After completing the time setting press under Done to complete the setting and to
return to the previous menu.
Setting the Volume
The functions of the various selections are as follows:
•Ringer: volume level for all data status alerts such as Alert Tones and incoming SMS
Messages. Turning VibraCall on changes this level to 0.
•Speaker: volume level for voice messages.
•Keypad: volume level for keypad presses.
•Alarm: volume level for the Alarm feature, which is overridden by VibraCall.
NOTE: Ambient Noise only increase and decrease the mic sensitivity.Alarm:
•Talk Permit Tone (TPT) Offset Volume: volume level setting.
NOTE: For TPT Offset, the volume can only be changed by highlighting TPT Offset and
then pressing the Volume Control keys.
From the Settings menu, scroll to highlight Volume and press under Select. The Volume
menu appears.
NOTE: Highlighting any of the volume choices and pressing the Volume Control keys automatically
adjusts the volume levels.
NOTE: Pressing the Volume Control keys while not in the Volume menu only sets the Speaker
Volume.
Setting the Ringer Volume
1. From the Volume menu, scroll to highlight Ringer and press under Change. The
Ringer screen appears.
NOTE: The procedure for Ringer is same as for the rest of the volume expect TPT. The Up
and Down button has to be used for volume changing.

November 2008 9980384R89-E
2-18 General Radio Operations: Settings
2. Use the Volume Control keys to adjust the Ringer volume as necessary and then press
under OK to save the selection and return to the previous menu.
Setting the Speaker Volume
1. From the Volume menu, scroll to highlight Speaker and press under Change. The
Speaker screen appears.
2. Use the Volume Control keys to adjust the Speaker Volume as necessary and then press
under OK to save the selection and return to the previous menu.
Setting the Keypad Volume
1. From the Volume menu, scroll to highlight Keypad and press under Change. The Key-
pad screen appears.
2. Use the Volume Control keys to adjust the Keypad Volume as necessary and then press the
Ok Option key to save the selection and return to the previous menu.
Setting Ambient Noise Level
Ambient noise is the ambient noise of the environment the radio is being used in. Therefore, if the
radio is being used in a very noisy environment, then the ambient noise level should be set to High.
This lowers the mic gain on the radio and thus, reduce the noise from the surrounding environment.
A low ambient noise level increases the mic gain, and allow the receiver to hear clearer audio.
The microphone sensitivity of DTR Series radios can be adjusted to accommodate varying levels of
background noise. The radios’ internal microphones and their accessories’ microphones can be
adjusted independently. Use the Low setting to decrease the microphone sensitivity for high levels of
background noise, or High for quieter environments.

9980384R89-E November 2008
General Radio Operations: My Info 2-19
My Info
The My Info screen displays your Unit Name, ID, Channel and Home Group. From the Main Menu,
scroll to highlight My Info and press under Select.
NOTE: The Unit Name defaults to Unit ID unless it is customized in programming mode using the mini
keyboard.
My Info
Joe Smith
17179869143
Channel 1
Back

November 2008 9980384R89-E
2-20 General Radio Operations: My Info
Notes

Chapter 3 Advanced Radio Operations
Accessing the Advanced Menu
The Advanced features are for managing your Scroll List, Call Forwarding, Remote Disable, Remote
Monitor, and Remote Time.
NOTE: Remote Disable, Remote Monitor, and Remote Time are not available, unless Manager Mode
has been enabled in Programming Mode (DTR650 model only).
From the Settings menu, scroll to highlight Advanced and press under Select. The Advanced
screen appears.
Managing Your Scroll List
The Scroll List is designed to give one-touch communication to frequently used contacts. Any Private
or PrivateGroup contact on your channel, or any PublicGroup contact can be added to the Scroll List.
Removing them does not remove them from contacts.
1. From the Advanced menu, scroll to highlight Scroll List and press under Select. The
Scroll List screen appears.
NOTE: A next to the left of the Group/Private contact indicates that the Group/Private contact is
already in the Scroll List. If the highlight is on a selected item, the left changes to
Remove. Pressing under Remove removes the check mark.
If no check mark is present, the entry has not been selected and does not appear in the Scroll
List. The left changes to Add. Pressing under Add inserts a check mark.
2. Press under Add or Remove.
9
9

November 2008 9980384R89-E
3-2 Advanced Radio Operations: Accessing the Advanced Menu
Enabling Scan
The Scan feature allows your radio to monitor up to 10 PublicGroups per channel and switch to them
when there is activity. Scan is turned On by default, but can be disabled by switching to OFF. When
Scan is OFF, you must select a PublicGroup in the Scroll List to hear any activity on it.
NOTE: When Scan is ON, the Scroll List can not be empty to scan for public groups. Private
groups are always scanned regardless of Scan ON/OFF setting.
To determine which contacts are scanned, see Scan Lists on page 4-9.
Enabling Call Forwarding
Call Forwarding allows a user to notify anyone contacting them that they are not available and
suggest a manager or third party to be contacted in their absence. The user contacting them can
then choose to transmit to the third party by simply pressing the PTT button.
NOTE: Your radio must be on and within range to use this feature while you are away.
1. From the Advance menu, scroll to highlight Call Forwarding and press under Select.
The Call Forwarding screen appears.
2. Scroll to highlight Forwarding and press under Change. The Forwarding screen
appears.
3. Scroll to select the desired function and press under Select to return to the previous
screen.
NOTE: When Call Forwarding is enabled, the icon appears on the display
4. To change or select the radio to receive the forwarded calls, scroll to highlight the To: function
and press under Change.
5. Scroll to select the radio name from the list to forward to. Press under Select.
1
2
1
2
1
2

9980384R89-E November 2008
Advanced Radio Operations: Accessing the Advanced Menu 3-3
Remote Disabling (DTR410 and DTR650 Models Only)
NOTE: Manager Mode must be enabled in order for a user to use this feature. Refer to page 4-9.
Remote Disabling allows a user to remotely enable or disable another DTR Series radio. The
selected radio must be turned on and within range in order to be enabled or disabled.
1. From the Advance menu, scroll to highlight Remote Disable and press under Select.
The Remote Disable screen appears.
2. Scroll to highlight a radio name from the list. Press under either Enable or Disable.
The screen changes to confirm the selection.
NOTE: To cancel out of Remote Disable, press and press under Select.
3. To enable or disable the selected radio, press under either Yes or No.
Once the radio is disabled, the display shows “Radio Disabled” and the radio cannot transmit,
receive, or access it’s contacts.
Advanced
Scroll List
Call Forward
Remote Disable
Select Back

November 2008 9980384R89-E
3-4 Advanced Radio Operations: Accessing the Advanced Menu
Remote Monitoring (DTR410 and DTR650 Models Only)
NOTE: Manager Mode must be enabled in order to use this feature. Refer to page 4-9.
Remote Monitoring allows you to monitor a selected radio either for training purposes or if the target
radio user is unable to press the PTT button.
1. From the Advance menu, scroll to highlight Remote Monitor and press under Select.
The Remote Monitor screen appears.
2. Scroll to highlight a radio from the list to monitor and press under Select. The screen
changes to show the radio’s status.
Remote Time (DTR410 and DTR650 Models Only)
Remote Time synchronizes the date and time to all other radios. It transmits the time on all channels
set as contacts in the transmitting radio. Any receiving radio must have the transmitting radio User ID
in their contact list to accept the time/date update.
NOTE: Radios must be turned on and within range to receive this broadcast message. The
transmitting radio does not receive a confirmation for any failures.
1. From the Advance menu, scroll to highlight Remote Time and press under Select. The
screen displays a confirmation to start remote time.
2. Press under Yes.
NOTE: For more information on DTR products, visit the following website at: <http://
www.motorola.com/DTR/>.

Chapter 4 Radio Programming
Program Menu Navigation Chart
Contacts
Program Menu Text Messaging
Settings
Display
VibraCall
Clock/Alarm
Volume
Advanced
Call Forward
Reset Defaults
Manager Mode*
See All Groups
OtaALL Allow
or to scroll through list
to select display option
to exit Program menu
* DTR650 radio only.
Radio History
Ambient
Noise
Scroll List
Scan Lists
Language**
** Selections are English, French and Spanish

November 2008 9980384R89-E
4-2 Radio Programming: Entering Programming Mode
Although factory programmed with default PublicGroups, DTR Series radios require user-specific
programming in order to fully benefit from their digital features.
Radios can be programmed using the RVN5080 Programming Software (also requires the
01015950U15 Programming Cable), or in a separate programming mode. The Programming
Software is the recommended method for programming DTR Series radios, as it has archive and
report capabilities that aid in both initial product configuration and fleet maintenance.
The separate programming mode allows access to modify and add contacts, update existing and
add new quick notes, and access manager features (DTR410 and DTR650 only) such as Remote
Disable and Remote Monitoring. A mini keyboard, part number NNTN5491 for DTR650 (53967 for
DTR410) is used to enter text into contacts and to modify saved text messages.
The Cloning Cable, part number RRDN5378A for DTR550/650 (53968 for DTR410) allows easier
programming as one radio can be programmed with all contact information then duplicated in other
radios. All PrivateGroups MUST be programmed on a single radio and cloned either over-the-air or
with the cloning cable in order to maintain a single GroupID. This is not a requirement of
PublicGroups, but they must still be programmed on the same channel to communicate.
New radios should be cloned using serial cloning. After this occurs, the unit ID can be sent to the
other radios or added to PrivateGroups via over-the-air or serial cloning.
Entering Programming Mode
The following key sequence must be performed to enter the programming mode.
1. Hold down and press the PTT button three times.
2. Press the Right .
3. Press .
4. Press the Left .
5. Hold down and press the PTT button three times.
The Program Menu screen appears.
My Info
1. Highlight Contacts and press under Select. A appears to the right of the display.
2. Scroll to select it and press under View. Your unit name, ID, and channel are shown.
3. Press under Edit to change the unit name or channel.
Changing your unit name changes how it appears on your idle display. The Unit ID is transmitted to
other radios instead of Unit Name. A receiving radio shows your unit name if your unit ID is in the
contact list.

9980384R89-E November 2008
Radio Programming: Adding Contacts 4-3
Adding Contacts
1. From the Program Menu, scroll to select Contacts and press under Select. The Con-
tacts screen appears.
2. Scroll to select [New Contact] and press under Select. The Private screen appears.
Call Type
1. From the Private screen, scroll to select Type and press under Change. The Type
screen appears.
NOTE: A next to an selection indicates the present selection.
2. Scroll to select either a Private call type, PrivateGroup call type, or PublicGroup call type to
add to the Contact List. Press under Select.
3. The display returns to the previous screen with the new call Type entered.
Channel:1
Name:Private1
Change Cancel
Private 1
Type:Private
9

November 2008 9980384R89-E
4-4 Radio Programming: Adding Contacts
Channel
Your radio operates using frequency-hopping spread-spectrum technology. Each "Channel" is a
group of 50 frequencies. Your radio can transmit and receive on up to 10 channels, but Group
messages are not heard unless users are on the same channel.
NOTE: Each channel can be reused while an established transmission is in progress. All of
the radios may remain on the same channel with no unwanted interference because
DTR radios are based on digital ID based technology.
The home icon on the display indicates that your current scroll list setting is on your channel. Your
radio scans up to 10 groups per channel, plus the Private Groups are received regardless of
channel.
1. Scroll to select Channel and press under Change. The Channel screen appears.
NOTE: The presently selected channel has a to the left of the channel number. Radios on the
same TalkGroup should be set-up on the same channel.
2. Scroll to select a channel and press under Select. The display returns to the previous
screen with the new Channel entered.
Unit Name
Unit ID is transmitted with all voice and text messages. Programming a unique unit name to an ID
causes the radio to recognize any incoming calls from that user or group and display their unit name.
NOTE: A mini keyboard, part number NNTN5491 for DTR550/650 (53967 for DTR410) must be
connected to the radio to enter alphanumeric characters.
1. Scroll to select Name and press under Change. The Name screen appears.
2. Press under Delete to remove characters one at a time or hold to delete all characters.
Use the mini keyboard to enter a new name. After entering the Name, press under Ok
to confirm the entry and to return to the previous screen with the new Name entered.
9
Ok Delete
Name:
Private 3

9980384R89-E November 2008
Radio Programming: Adding Contacts 4-5
Programming a Unit ID (Private Calls Only)
The unit ID of a private contact can be read over the air or entered using the mini keyboard.
There are two procedures to enter an PID.
To read it in over the air (as pictured) refer to bullet 1 and follow the on-screen text to transmit the ID
from another radio. In addition to the ID, the non-default name, channel, home group, and ringer for
Gen3 radio are transmitted. to the receiving radio.
To enter the ID using the mini keyboard, refer to bullet 2.
1. Scroll to select ID and press under Read. The ID screen appears.
2. Use the mini keyboard to enter an 11 digit ID. When the mini keyboard is connected, the left
becomes Change. After entering the ID, press under Ok to confirm the entry and
to return to the previous screen with the ID entered.
Selecting a Group ID
When programming a new PublicGroup, press under Change to select a PublicGroup ID from
1-50 for DTR410 or 1-100 for DTR550/650. IDs already in use on your radio are preceded by an “x”.
When programming a new PrivateGroup (DTR550 or DTR650 only), the radio selects your GroupID
from your contact list. Press under Change to select another Group ID. Since the default
GroupID is dependent upon the contact list of all radios being the same, it is recommended to clone
PrivateGroups to other radios.
Entering a Home Group Number
If a Home Group is selected for your radio, then it returns to that Group after 30 seconds of inactivity.
This ensures that any transmissions on this channel are not missed. Selecting a Home Group also
automatically adds the contact to that PrivateGroup.
1. Scroll to select the Home Group Number and press under Change. The Home Group
screen appears.
NOTE: A next to a selection indicates the present selection.
9

November 2008 9980384R89-E
4-6 Radio Programming: Adding Contacts
2. Scroll to select the desired entry. Press under Select to select the new item. The dis-
play returns to the previous screen with the new Home Group Number entered.
Selecting Group Only
NOTE: Selecting Group Only on a radio prohibits the user from initiating PrivateCalls. Private contact
information is still retained by the radio to identify other units, but the user can only return a
PrivateCall during hangtime.
1. Scroll to select Group Only and press under Change. The Group Only screen
appears.
NOTE: A next to an selection indicates the present selection.
2. Scroll to select the desired entry and press under Select. The display returns to the
previous screen with the new Group Only entered.
Entering Group Members (PrivateGroup Only for DTR550/650)
1. Scroll to select Group Members and press under Change. The Group Members
screen appears.
NOTE: A next to the left of the Group Member indicates that those members are already part of
the TalkGroup assigned. If the highlight is on a checked item, the left changes to
Remove. Pressing under Remove removes the check mark.
If no check mark is present, the entry has not been selected and is not part of the
PrivateGroup already assigned. The left changes to Add. Pressing under Add
inserts a check mark.
2. Scroll through the list of Group Members and press under Add.
3. When completed, press under Done. The display returns to the previous screen with
the new Group Members entered.
Group Only
Select Back
No
None
Yes
9
9

9980384R89-E November 2008
Radio Programming: Text Messaging 4-7
Entering a Ringer Type (Private Calls Only for DTR550/650 or Contacts Only for
DTR410)
A unique alert tone can be identified for each radio in your contact list. There are 12 ringer tones that
can be selected. When a ringer tone is highlighted, the audio ringer tone sounds to help in making a
selection.
1. Scroll to select Ringer and press under Change. The Ringer screen appears.
NOTE: A next to a selection indicates the present selection.
2. Scroll to select the desired ring. Highlighting a tone lets you hear it.
3. Press under Select to select the new ring. The display returns to the previous screen
with the new Ringer entered.
4. Press under Save to store the new contact after all entries for the new contact have
been completed. A confirmation screen appears confirming the saved contact.
5. Press to exit Programming mode and return to the Main Menu. Press under
Reset.
Text Messaging
NOTE: Entering or changing the Quick Notes requires the use of the mini keyboard, part number
NNTN5491 for DTR550/650 (53967 for DTR410) which must be attached to the connector on
the bottom of the radio.
1. From the Program Menu, scroll to select Text Messages and press under Select. The
Quick Notes screen appears.
NOTE: If a new message is to be entered, the left is Select. If a message is selected to be
edited, the left changes to Edit.
9

November 2008 9980384R89-E
4-8 Radio Programming: Settings
2. Scroll to select [Create Quick. and press Select. The Quick Note screen appears.
3. Use the mini keyboard to enter the new message. When the first letter is entered, the left
changes to Save and the right changes to Delete.
4. If an error is made while entering the data, under Delete can be used to delete charac-
ters one at a time.
5. If the new message is correct, press under Save to store the new message.
6. Scroll to select Manager Mode and press under Change. The Manager Mode screen
appears.
NOTE: A next to a selection indicates the present selection.
7. Scroll to select On and press under Select. The display returns to the Advanced menu.
Settings
The settings for Display, VibraCall, Clock/Alarm, Volume, Scroll List, and Call Forward can also be
utilized through Programming Mode. Refer to Chapters 2 and 3.
Radio History
Radio History maintains a running clock of the amount of time a radio has received, transmitted, and
remained idle (turned on). This can be useful in determining actual radio use and battery
replacement cycles.
1. From the Program Menu, scroll to select Settings and press under Select.
2. Scroll to select Advanced and press under Select.
Quick Note:
Cancel
AB
C
9

9980384R89-E November 2008
Radio Programming: Settings 4-9
3. Scroll to select Radio History and press under Select.
TX is the total amount of transmit time. RX is the total amount of receive time. IDL is the total time the
radio has been turned on but not receiving or transmitting.
Reset Defaults
Choosing this option resets your radio back to factory default settings. All settings are reset, and all
Contacts in the radio are deleted.
NOTE: :Reset Default is only used to reset a radio completely
From the Program Menu, scroll to select Reset Default and press under Select.
Scan Lists
This menu allows you to scan select PublicGroup contacts. Your radio always scans for
PrivateGroup contacts you are a member of and for calls to your Private ID.
The Scan feature is turned On/Off in the Advanced Menu of User Mode.
Your radio can scan up to 10 PublicGroups per channel. Scan can be turned on and off from the
Advanced Settings menu of User Mode, but what groups are scanned can only be changed in
Programming Mode.
To access Scan Lists
1. From the Program Menu, scroll to select Settings and press under Select.
2. Scroll to select Advanced and press under Select.
3. Scroll to Scan Lists and press under Select.
4. Select the channel you wish to change the Scan List on.
5. A check mark indicates which PublicGroups are scanned on that channel.
6. Use the left option key to remove or add groups to your scan list.
Manager Mode
Manager Mode provides access to Remote Disable, Remote Monitor, and Remote Time functions in
the User Menu.
The Manager Mode can only be accessed through the Programming Mode. After entering
Programming Mode, proceed as follows to access the Manager Mode.
1. From the Program Menu, scroll to select Settings and press under Select.
2. Scroll to select Advanced and press under Select.

November 2008 9980384R89-E
4-10 Radio Programming: Settings
See All Groups
The See All Groups feature displays all PrivateGroup contacts in the Contacts List of User Mode, not
just those to which the radio belongs. This allows a user to monitor and talk to these PrivateGroup
contacts. However, they arel not scanned unless the user is added to the PrivateGroup contact.
Language
Your DTR Series radio allows English, French-Canadian, or Spanish language prompts.
NOTE: Quick Notes are in English only.
After entering Programming Mode, proceed as follows to change the language.
1. From the Program Menu, scroll to select Settings and press under Select.
2. Scroll to select Advanced and press under Select.
3. Scroll to Language and copy the verbiage of "press xxx under Select."
4. End user can select their preference of language (English, French-Canadian or Spanish)
For more information on DTR products, visit the following website at: <http://www.motorola.com/
DTR/>.

Chapter 5 Programming the Radio with Customer
Programming Software (CPS) (DTR410 Only)
The CPS is used to program features and various parameters into your radio. For example, you can program
all your contacts in a contact list for Private and PublicGroup calls.
CPS Set-up
1. Install the CPS, if required.
2. Connect the radio to a computer with the CPS cable (part number: 0105950U15).
3. Start the CPS.
4. Press the “Read” button.
5. The following information is displayed on your screen.
• the radio ID
• the firmware version, and
• The codeplug version.
Entering a Name on the Radio
The field “Name” represents the radio ID. This name allows you to associate an easy-to-remember name to
your radio, and it is associated with the unique Unit Private ID. You can enter familiar names like "Bill" and
"Bob", or names that represent a certain function like "Operations" and "Warehouse".
1. Click on the desired contact in the left tree view.
2. Click on the field “Name”.
3. Type in your desired name.

November 2008 9980384R89-E
5-2 Programming the Radio with Customer Programming Software (CPS) (DTR410 Only): Creating the Private Con-
Creating the Private Contacts
You need to enter the contact information for a radio before you can make a Private Call to it. For more details
on Private Call, see “ Types of Calls” on page 2-3“.
1. Right-click Privates, on the left of the CPS screen, and choose “Add”.
2. Enter the Unit ID of the radio you are calling. This is the only field that is required. All other fields below
are optional.
3. Enter the Name of the radio you are calling. This gives an easier way of remembering the contact, rather
than just relying on the numeric Unit ID.
4. Enter the Channel where the call takes place.
5. Enter the desired contact (the Homegroup) that you want to change to when the call ends, or when the
radio is idle for over 30 seconds.
6. Enter the desired Ringer tone you want to hear, when receiving a call from this contact.

9980384R89-E November 2008
Programming the Radio with Customer Programming Software (CPS) (DTR410 Only): Creating the PublicGroup Con-
Creating the PublicGroup Contacts
You need to enter a group’s information to make a PublicGroup call to it. For more details on PublicGroup
Calls, see Selecting a Group ID.
1. Right-click Public Group, on the left of the CPS screen, and choose “Add”.
2. Enter the Group ID of the group you are calling.
3. Enter the Name of the group you are calling. This gives an easier way of remembering the contact, rather
than just relying on the numeric Group ID.
4. Enter the Channel where the call takes place.
5. Choose the radios that belong to this group.
6. Enter the desired contact (the Homegroup) that you want to change to when the call ends, or when the
radio is idle for over 30 seconds.
7. Enter the desired Ringer tone you want to hear, when receiving a call from this contact.

November 2008 9980384R89-E
5-4 Programming the Radio with Customer Programming Software (CPS) (DTR410 Only): Setting up Scan
Setting up Scan
To use the Scan feature, you need set up a scan list for each of the radio’s channels.
1. Select “Lists->Scan List->Channel x” from the left of the CPS screen.
2. All the PublicGroups on that channel is displayed. Choose the relevant PublicGroup that you want to be
included in the channel scan list.
3. Continue the above for all the related channels.

9980384R89-E November 2008
Programming the Radio with Customer Programming Software (CPS) (DTR410 Only): Personalizing your Radio 5-5
Personalizing your Radio
There are several settings that you can choose at your preference.
1. Check VibraCall, if you do want your radio to vibrate, instead of ringing, when receiving a call.
2. Under Display, set your preferred display contrast and backlight duration.
3. Under Clock/Alarm, set your preferred time/date format, the displayed time and date, and your alarms.
4. Under Volume, set your preferred volume settings for the keypad, alarm and earpiece.
5. Under Advanced, choose which radio should have manager’s privileges.

November 2008 9980384R89-E
5-6 Programming the Radio with Customer Programming Software (CPS) (DTR410 Only): Setting the Scroll List
Setting the Scroll List
You can keep in touch with everyone through Private or PublicGroup options by setting the Scroll List:
1. Select “List->Scroll” on the left of your CPS screen.
2. Select the desired Private contacts and add them to the scroll list. All defined PublicGroups are added
automatically into the Scroll list.
Programming your Radio
For more information on how to program your radio, refer to “ Entering Programming Mode” on page 4-2.
1. Press the right button to program the information that has been entered in the CPS to the radio.

9980384R89-E November 2008
Programming the Radio with Customer Programming Software (CPS) (DTR410 Only): Scenario On How To Program
Scenario On How To Program A Radio
The following is an example of a scenario on how to set up an organization.
You can program the radio according to the following order:
1. Place all Homegroups under Company name (All Talk) for emergencies and for public announcements.
2. Place All Departments under HomeGroups so that everyone can be contacted. Put different departments
in separate categories. For example, “sales”, “warehouse”, “operations” and “management”.
3. Place each manager under a department. Under the department, place the department manager.
4. Place all employees (staff list) under managers.
5. For more information, please see “ Entering a Home Group Number” on page 4-5.
For more information on DTR products, visit the following website at: <http://www.motorola.com/DTR/>.
XYZ Company
Sales Warehouse Operations Mgmt
Fred Michael Ron Diane Denise
XYZ Company
DianeRonMichaelFred Denise VinceVince
Mike
Jim
Bill
Bob
Mike
Jim
Bill
Bob
Mgr - JimMgr - JimMgr - BillMgr - BillMgr - BobMgr - Bob
Sales Warehouse Operations Mgmt

November 2008 9980384R89-E
5-8 Programming the Radio with Customer Programming Software (CPS) (DTR410 Only): Scenario On How To Pro-

Chapter 6 Cloning Mode
Cloning mode is used to either add contacts wirelessly to other radios (Private or Groups) or
duplicate all radio settings to new radios (using the optional cloning cable).
NOTE: When selecting contacts to clone over the air (OTC) from the contacts, there is an option to
select ALL. This allows the users to either clone all contacts from one radio to another or to
clone to all contacts.
In the DTR410 cloning also allows all radios to maintain a contact list so that User Name is shown
rather than User ID when receiving voice and data calls.
ID when receiving voice and data calls.
Entering Cloning Mode
1. Press to turn the source radio on.
2. Enter the cloning mode by performing the following steps in sequence:
a. Hold down and press the PTT button three times.
b. Press the Left .
c. Press .
d. Press the Right
e. Hold down and press the PTT button three times. The Clone Menu appears.

November 2008 9980384R89-E
6-2 Cloning Mode: Cloning Using the Cloning Cable
Cloning Using the Cloning Cable
1. From the Clone menu, scroll to select Duplicate Radio and press under Select. The fol-
lowing screen is displayed indicating the target radio must now be connected to the source
radio to be cloned using the cloning cable.
2. Connect the cloning cable to both radios.
NOTE: The target radio must be turned on, but does not need to be in cloning mode.
3. Press under Clone to start the cloning. The “Cloning in Progress” screen is displayed
followed by the “Cloning Successful” screen. If a problem occurs the “Cloning Failed” screen
appears.
4. After cloning is completed, the target radio displays the following screen.
5. Turn target radio off then back on again to use.
6. Press under Reset to exit the Clone menu.

9980384R89-E November 2008
Cloning Mode: Adding/Deleting a Contact 6-3
Adding/Deleting a Contact
These menus are used to add or remove a contact from a Private contact or PrivateGroup contact
over the air. This feature is used primarily for fleet maintenance. When adding/deleting a contact to a
PrivateGroup contact, the radio attempts to contact all radios within that PrivateGroup and notifies
any radios that did not receive the update.
1. From the Clone menu scroll to select Send Contact. Press under Select.
2. Scroll to select ADD:.
3. Press under Change to display the list of contacts.
4. Scroll to the contact to be added.
5. Press under Select to select the contact to be added.
6. Scroll to select To:.
Add:Invalid
Change
To:Invalid
Prgm
Remote Add C...
Add:Joe Smith
Change
To:Invalid
Prgm
Remote Add C...

November 2008 9980384R89-E
6-4 Cloning Mode: Adding/Deleting a Contact
7. Press under Change.
8. Scroll to the contact to receive the new contact.
9. Press under Select to select the contact.
10. Press under Prgm. The screen is displayed showing the Add: and To: selections. If
these are correct press under Go to transmit the selection over the air. If the selections
are not correct press under Back to return to the selection menu
NOTE: When selecting contacts to OTA clone from the contacts, there is an option to select
All. This allows the user to either clone all contacts from one radio to another or to
clone to all contacts.
11. The screen displays the message "Clone Sending XXXXXXX". X = the contact you are send-
ing to. If sending a contact to a PrivateGroup, the display shows each target radio individually.
If cloning was successful, both the source and targets radios indicated “Programming Successful”. If
over-the-cloning to a PrivateGroup fails, the radio displays the failed clone list. The user can attempt
cloning again to any members of this list.
For more information on DTR products, visit the following website at: <http://www.motorola.com/
DTR/>.

9980384R89-E November 2008
Cloning Mode: Reset All Contacts 6-5
Reset All Contacts
This key sequence deletes all contacts in the radio. This is useful for radio programming and rental
radios.
1. Hold down and press the PTT button three times.
2. Press .
3. Press .
4. Press the Right
5. Hold down and press the PTT button three times.
Remote Delete Contact
This key sequence remotely deletes contacts in the radio.
1. Hold down and press the PTT button three times.
2. Press the Left
3. Press .
4. Press the Right
5. Hold down and press the PTT button three times.
6. The Clone Menu appears. Select Remote Delete Contact.

November 2008 9980384R89-E
6-6 Cloning Mode: Remote Delete Contact
Notes

Chapter 7 Troubleshooting
Symptom Try This:
Display shows "User Not
Available" when PTT pressed
Target radio is in a call, try again after 30 seconds to determine if call has been
completed. Target radio is out of range. At least one radio (Private or Group call)
must be turned on and within range to transmit.
No Power Recharge or replace Li-Ion battery.
Message not transmitted Make sure Push to Talk is completely pressed while transmitting.
Recharge or replace battery. Verify that radio is programmed correctly.
Cannot receive Private calls Verify that the radio is on your home channel.
Cannot receive Public Group Make sure that the PublicGroup has the same Channel and PublicGroup ID.
Cannot access Remote Monitor,
Time or Remote Disable
Make sure that Manager Mode has been enabled in Programming.
Time Update not received Private ID of the transmitting radio must be in the Contact List of a receiving radio
to accept a Time / Date update.
Limited talk range Steel and/or concrete structures, heavy foliage, buildings, or vehicles decrease
range. Check for clear line of sight to improve range.
Message not received Confirm radios have been properly programmed.
Recharge or replace battery.
Poor audio quality Radios are too close together. They must be at least 5 feet apart.
Radios are too far apart or obstacles are interfering with transmission.
Low batteries Recharge or replace batteries. Extreme operating temperatures affect battery life.
Cannot see all PrivateGroups in
Contact List
Manager Mode must be enabled to see PrivateGroups not on your home channel
or of which you are not a member.
Serial Clone failed Make sure clone cable is properly connected.
Display shows "Please Try
Again" when PTT pressed
The radio is busy. Try calling again.
Cannot see any Private contacts
in the Contact List
Check to see if the Private contact is set to Group Only. A Private contact that is set
to Group Only does not see Private contacts in the Contact List.
Cannot see all Private Groups in
Contact List
Manager Mode must be enabled to see Private Groups not on your home channel
or of which you are not a member
Cannot add maximum number of
PrivateGroups
To increase communications security, PrivateGroups reuse Private IDs in the
system. Therefore, the number of PrivateGroups allowed cannot be more than the
number of Private contacts in the system. Adding more Private contacts allow more
PrivateGroups to be entered, until the maximum is reached.
Display shows “ID Not Available”
when trying to add a
PrivateGroup
No ID is available because all have already been used to create a PrivateGroup.
Adding more Private contacts allow more additional PrivateGroups, until the
maximum amount.

November 2008 9980384R89-E
7-2 Troubleshooting:
Notes

Chapter 8 Motorola Limited Warranty for the
United States and Canada
What Does this Warranty Cover?
Subject to the exclusions contained below, Motorola, Inc. warrants its telephones, pagers, and
consumer and professional two-way radios (excluding commercial, government or industrial radios)
that operate via Family Radio Service or General Mobile Radio Service, Motorola-branded or
certified accessories sold for use with these Products (“Accessories”) and Motorola software
contained on CD-ROMs or other tangible media and sold for use with these Products (“Software”) to
be free from defects in materials and workmanship under normal consumer usage for the period(s)
outlined below. This limited warranty is a consumer's exclusive remedy, and applies as follows to
new Motorola Products, Accessories and Software purchased by consumers in the United States,
which are accompanied by this written warranty:
Products and Accessories
Exclusions
Normal Wear and Tear. Periodic maintenance, repair and replacement of parts due to normal wear
and tear are excluded from coverage.
Batteries. Only batteries whose fully charged capacity falls below 80% of their rated capacity and
batteries that leak are covered by this limited warranty.
Abuse & Misuse. Defects or damage that result from: (a) improper operation, storage, misuse or
abuse, accident or neglect, such as physical damage (cracks, scratches, etc.) to the surface of the
product resulting from misuse; (b) contact with liquid, water, rain, extreme humidity or heavy
perspiration, sand, dirt or the like, extreme heat, or food; (c) use of the Products or Accessories for
commercial purposes or subjecting the Product or Accessory to abnormal usage or conditions; or
(d) other acts which are not the fault of Motorola, are excluded from coverage.
Use of Non-Motorola Products and Accessories. Defects or damage that result from the use of
Non-Motorola branded or certified Products, Accessories, Software or other peripheral equipment
are excluded from coverage.
Products Covered Length of Coverage
Products and Accessories as defined
above, unless otherwise provided for
below.
One (1) year from the date of purchase
by the first consumer purchaser of the
product unless otherwise provided for
below.
Decorative Accessories and Cases.
Decorative covers, bezels,
PhoneWrap™ covers and cases.
Limited lifetime warranty for the
lifetime of ownership by the first
consumer purchaser of the product.
Professional Two-way Radio
Accessories.
One (1) year from the date of purchase
by the first consumer purchaser of the
product.
Products and Accessories that are
Repaired or Replaced.
The balance of the original warranty
or for ninety (90) days from the date
returned to the consumer, whichever is
longer.

November 2008 9980384R89-E
8-2 Motorola Limited Warranty for the United States and Canada: Who is Covered?
Unauthorized Service or Modification. Defects or damages resulting from service, testing,
adjustment, installation, maintenance, alteration, or modification in any way by someone other than
Motorola, or its authorized service centers, are excluded from coverage.
Altered Products. Products or Accessories with (a) serial numbers or date tags that have been
removed, altered or obliterated; (b) broken seals or that show evidence of tampering; (c)
mismatched board serial numbers; or (d) nonconforming or non-Motorola housings, or parts, are
excluded form coverage.
Communication Services. Defects, damages, or the failure of Products, Accessories or Software
due to any communication service or signal you may subscribe to or use with the Products
Accessories or Software is excluded from coverage.
Software
Exclusions
Software Embodied in Physical Media. No warranty is made that the software will meet your
requirements or will work in combination with any hardware or software applications provided by
third parties, that the operation of the software products will be uninterrupted or error free, or that all
defects in the software products will be corrected.
Software NOT Embodied in Physical Media. Software that is not embodied in physical media (e.g.
software that is downloaded from the internet), is provided “as is” and without warranty.
Who is Covered?
This warranty extends only to the first consumer purchaser, and is not transferable.
How to Obtain Warranty Service or Other Information?
Contact your point of purchase.
Software Copyright Notice
The Motorola products described in this manual may include copyrighted Motorola and third party
software stored in semiconductor memories or other media. Laws in the United States and other
countries preserve for Motorola and third party software providers certain exclusive rights for
copyrighted software, such as the exclusive rights to distribute or reproduce the copyrighted
software. Accordingly, any copyrighted software contained in the Motorola products may not be
modified, reverse-engineered, distributed, or reproduced in any manner to the extent allowed by law.
Furthermore, the purchase of the Motorola products shall not be deemed to grant either directly or by
implication, estoppel, or otherwise, any license under the copyrights, patents, or patent applications
of Motorola or any third party software provider, except for the normal, non-exclusive, royalty-free
license to use that arises by operation of law in the sale of a product.
Products Covered Length of Coverage
Software. Applies only to physical defects in
the media that embodies the copy of the
software (e.g. CD-ROM, or floppy disk).
Ninety (90) days from the date of
purchase.

9980384R89-E November 2008
Motorola Limited Warranty for the United States and Canada: Patent Notice 8-3
Patent Notice
This product is covered by one or more of the following United States patents.
Export Law Assurances
This product is controlled under the export regulations of the United States of America. The
Governments of the United States of America may restrict the exportation or re-exportation of this
product to certain destinations. For further information contact the U.S. Department of Commerce.
For more information on DTR products, visit the following website at: <http://www.motorola.com/
DTR/>.
5896277 5894292 5864752 5699006 5742484 D408396 D399821 D387758
D389158 5894592 5893027 5789098 5734975 5861850 D395882 D383745
D389827 D389139 5929825 5926514 5953640 6071640 D413022 D416252
D416893 D433001

November 2008 9980384R89-E
8-4 Motorola Limited Warranty for the United States and Canada: Export Law Assurances
Notes

INDEX
A
Accent Marks . . . . . . . . . . . . . . . . . . . . . . . . . . . . . . . . . . . . . . . . . . . . . . . . . . . . . . . . . . . . . . . . . . . . . . .1-12
Accessing
Advanced Menu . . . . . . . . . . . . . . . . . . . . . . . . . . . . . . . . . . . . . . . . . . . . . . . . . . . . . . . . . . . . . . . . . . .3-1
Main Menu . . . . . . . . . . . . . . . . . . . . . . . . . . . . . . . . . . . . . . . . . . . . . . . . . . . . . . . . . . . . . . . . . . . . . .2-10
Message Inbox . . . . . . . . . . . . . . . . . . . . . . . . . . . . . . . . . . . . . . . . . . . . . . . . . . . . . . . . . . . . . . . . . . . .2-5
Accessing the Advanced Menu to
Disable Remotely . . . . . . . . . . . . . . . . . . . . . . . . . . . . . . . . . . . . . . . . . . . . . . . . . . . . . . . . . . . . . . . . . .3-3
Enable Call Forwarding . . . . . . . . . . . . . . . . . . . . . . . . . . . . . . . . . . . . . . . . . . . . . . . . . . . . . . . . . . . . .3-2
Enable Scan . . . . . . . . . . . . . . . . . . . . . . . . . . . . . . . . . . . . . . . . . . . . . . . . . . . . . . . . . . . . . . . . . . . . . .3-2
Manage Your Scroll List . . . . . . . . . . . . . . . . . . . . . . . . . . . . . . . . . . . . . . . . . . . . . . . . . . . . . . . . . . . . .3-1
Monitor Remotely . . . . . . . . . . . . . . . . . . . . . . . . . . . . . . . . . . . . . . . . . . . . . . . . . . . . . . . . . . . . . . . . . .3-4
Synchronize Date and Time (Remote Time) . . . . . . . . . . . . . . . . . . . . . . . . . . . . . . . . . . . . . . . . . . . . .3-4
Accessories . . . . . . . . . . . . . . . . . . . . . . . . . . . . . . . . . . . . . . . . . . . . . . . . . . . . . . . . . . . . . . . . . . . . . . . . .1-13
Adding Contact Info for
A Home Group Number (Private Calls Only) . . . . . . . . . . . . . . . . . . . . . . . . . . . . . . . . . . . . . . . . . . . . .4-5
A Ringer Type (Private Calls Only) . . . . . . . . . . . . . . . . . . . . . . . . . . . . . . . . . . . . . . . . . . . . . . . . . . . . .4-7
A Unit ID (Private Calls Only) . . . . . . . . . . . . . . . . . . . . . . . . . . . . . . . . . . . . . . . . . . . . . . . . . . . . . . . . .4-5
Call Type . . . . . . . . . . . . . . . . . . . . . . . . . . . . . . . . . . . . . . . . . . . . . . . . . . . . . . . . . . . . . . . . . . . . . . . .4-3
Channel . . . . . . . . . . . . . . . . . . . . . . . . . . . . . . . . . . . . . . . . . . . . . . . . . . . . . . . . . . . . . . . . . . . . . . . . .4-4
Group Members (PrivateGroup Only) . . . . . . . . . . . . . . . . . . . . . . . . . . . . . . . . . . . . . . . . . . . . . . . . . .4-6
Selecting a Group ID . . . . . . . . . . . . . . . . . . . . . . . . . . . . . . . . . . . . . . . . . . . . . . . . . . . . . . . . . . . . . . .4-5
Unit Name . . . . . . . . . . . . . . . . . . . . . . . . . . . . . . . . . . . . . . . . . . . . . . . . . . . . . . . . . . . . . . . . . . . . . . .4-4
Adding Contacts . . . . . . . . . . . . . . . . . . . . . . . . . . . . . . . . . . . . . . . . . . . . . . . . . . . . . . . . . . . . . . . . . . . . . .4-3
Adjusting the
Default Speaker Volume . . . . . . . . . . . . . . . . . . . . . . . . . . . . . . . . . . . . . . . . . . . . . . . . . . . . . . . . . . . .2-18
Display Contrast . . . . . . . . . . . . . . . . . . . . . . . . . . . . . . . . . . . . . . . . . . . . . . . . . . . . . . . . . . . . . . . . . .2-13
Speaker Volume . . . . . . . . . . . . . . . . . . . . . . . . . . . . . . . . . . . . . . . . . . . . . . . . . . . . . . . . . . . . . . . . . . .2-1
Alarm . . . . . . . . . . . . . . . . . . . . . . . . . . . . . . . . . . . . . . . . . . . . . . . . . . . . . . . . . . . . . . . . . . . . . . . . . . . . . .2-16
Alerts . . . . . . . . . . . . . . . . . . . . . . . . . . . . . . . . . . . . . . . . . . . . . . . . . . . . . . . . . . . . . . . . . . . . . . . . . . . . . . .2-4
Alerting a Recent Caller . . . . . . . . . . . . . . . . . . . . . . . . . . . . . . . . . . . . . . . . . . . . . . . . . . . . . . . . . . . . 2-11
Receiving an Alert . . . . . . . . . . . . . . . . . . . . . . . . . . . . . . . . . . . . . . . . . . . . . . . . . . . . . . . . . . . . . . . . .2-4
Sending an Alert . . . . . . . . . . . . . . . . . . . . . . . . . . . . . . . . . . . . . . . . . . . . . . . . . . . . . . . . . . . . . . . . . . .2-4
Ambient Noise Level . . . . . . . . . . . . . . . . . . . . . . . . . . . . . . . . . . . . . . . . . . . . . . . . . . . . . . . . . . . . . . . . . .2-18
Antenna . . . . . . . . . . . . . . . . . . . . . . . . . . . . . . . . . . . . . . . . . . . . . . . . . . . . . . . . . . . . . . . . . . . . . . . . . . . . .1-6
Attaching
Battery . . . . . . . . . . . . . . . . . . . . . . . . . . . . . . . . . . . . . . . . . . . . . . . . . . . . . . . . . . . . . . . . . . . . . . . . . .1-8
Mini Keyboard to the Radio . . . . . . . . . . . . . . . . . . . . . . . . . . . . . . . . . . . . . . . . . . . . . . . . . . . . . . . . . .1-9
B
Backlight . . . . . . . . . . . . . . . . . . . . . . . . . . . . . . . . . . . . . . . . . . . . . . . . . . . . . . . . . . . . . . . . . . . . . . . . . . .2-13
Battery . . . . . . . . . . . . . . . . . . . . . . . . . . . . . . . . . . . . . . . . . . . . . . . . . . . . . . . . . . . . . . . . . . . . . . . . . . . . . .1-6
Battery Life . . . . . . . . . . . . . . . . . . . . . . . . . . . . . . . . . . . . . . . . . . . . . . . . . . . . . . . . . . . . . . . . . . . . . . . . . .1-6
Battery Meter . . . . . . . . . . . . . . . . . . . . . . . . . . . . . . . . . . . . . . . . . . . . . . . . . . . . . . . . . . . . . . . . . . . . . . . .1-8
Battery, Attaching . . . . . . . . . . . . . . . . . . . . . . . . . . . . . . . . . . . . . . . . . . . . . . . . . . . . . . . . . . . . . . . . . . . . .1-8

November 2008 9980384R89-E
I-2 INDEX
Battery, Charging using the
Drop-in Charging Tray . . . . . . . . . . . . . . . . . . . . . . . . . . . . . . . . . . . . . . . . . . . . . . . . . . . . . . . . . . . . . .1-7
Multi-Unit Charger . . . . . . . . . . . . . . . . . . . . . . . . . . . . . . . . . . . . . . . . . . . . . . . . . . . . . . . . . . . . . . . . .1-8
Plug-in Charger . . . . . . . . . . . . . . . . . . . . . . . . . . . . . . . . . . . . . . . . . . . . . . . . . . . . . . . . . . . . . . . . . . .1-7
C
Call Forwarding . . . . . . . . . . . . . . . . . . . . . . . . . . . . . . . . . . . . . . . . . . . . . . . . . . . . . . . . . . . . . . . . . . . . . . .3-2
Call Type . . . . . . . . . . . . . . . . . . . . . . . . . . . . . . . . . . . . . . . . . . . . . . . . . . . . . . . . . . . . . . . . . . . . . . . . . . . .4-3
CAPS Key Functionality . . . . . . . . . . . . . . . . . . . . . . . . . . . . . . . . . . . . . . . . . . . . . . . . . . . . . . . . . . . . . . .1-10
Channel . . . . . . . . . . . . . . . . . . . . . . . . . . . . . . . . . . . . . . . . . . . . . . . . . . . . . . . . . . . . . . . . . . . . . . . . . . . . .4-4
Charging the Radio . . . . . . . . . . . . . . . . . . . . . . . . . . . . . . . . . . . . . . . . . . . . . . . . . . . . . . . . . . . . . . . . . . . .1-7
Charging using the
Drop-in Charging Tray . . . . . . . . . . . . . . . . . . . . . . . . . . . . . . . . . . . . . . . . . . . . . . . . . . . . . . . . . . . . . .1-7
Multi-Unit Charger . . . . . . . . . . . . . . . . . . . . . . . . . . . . . . . . . . . . . . . . . . . . . . . . . . . . . . . . . . . . . . . . .1-8
Plug-in Charger . . . . . . . . . . . . . . . . . . . . . . . . . . . . . . . . . . . . . . . . . . . . . . . . . . . . . . . . . . . . . . . . . . .1-7
Clock and Alarm . . . . . . . . . . . . . . . . . . . . . . . . . . . . . . . . . . . . . . . . . . . . . . . . . . . . . . . . . . . . . . . . . . . . .2-14
Cloning . . . . . . . . . . . . . . . . . . . . . . . . . . . . . . . . . . . . . . . . . . . . . . . . . . . . . . . . . . . . . . . . . . . . . . . . . . . . .6-1
Adding/Deleting a Contact . . . . . . . . . . . . . . . . . . . . . . . . . . . . . . . . . . . . . . . . . . . . . . . . . . . . . . . . . . .6-3
Entering Cloning Mode . . . . . . . . . . . . . . . . . . . . . . . . . . . . . . . . . . . . . . . . . . . . . . . . . . . . . . . . . . . . . .6-1
Resetting All Contacts . . . . . . . . . . . . . . . . . . . . . . . . . . . . . . . . . . . . . . . . . . . . . . . . . . . . . . . . . . . . . .6-5
Using the Cloning Cable . . . . . . . . . . . . . . . . . . . . . . . . . . . . . . . . . . . . . . . . . . . . . . . . . . . . . . . . . . . . .6-2
Code Plug Version . . . . . . . . . . . . . . . . . . . . . . . . . . . . . . . . . . . . . . . . . . . . . . . . . . . . . . . . . . . . . . . . . . . .5-1
Composing a Message Using the Mini Keyboard . . . . . . . . . . . . . . . . . . . . . . . . . . . . . . . . . . . . . . . . . . . . .2-8
Contact List . . . . . . . . . . . . . . . . . . . . . . . . . . . . . . . . . . . . . . . . . . . . . . . . . . . . . . . . . . . . . . . . . . . . . . . . . .2-2
Contacts, Adding . . . . . . . . . . . . . . . . . . . . . . . . . . . . . . . . . . . . . . . . . . . . . . . . . . . . . . . . . . . . . . . . . . . . . .4-3
Contrast, Adjusting . . . . . . . . . . . . . . . . . . . . . . . . . . . . . . . . . . . . . . . . . . . . . . . . . . . . . . . . . . . . . . . . . . .2-13
D
Date, Setting . . . . . . . . . . . . . . . . . . . . . . . . . . . . . . . . . . . . . . . . . . . . . . . . . . . . . . . . . . . . . . . . . . . . . . . .2-15
Deleting
A Message . . . . . . . . . . . . . . . . . . . . . . . . . . . . . . . . . . . . . . . . . . . . . . . . . . . . . . . . . . . . . . . . . . . . . . .2-9
Recent Calls . . . . . . . . . . . . . . . . . . . . . . . . . . . . . . . . . . . . . . . . . . . . . . . . . . . . . . . . . . . . . . . . . . . . .2-12
Disconnecting the Mini Keyboard from Your Radio . . . . . . . . . . . . . . . . . . . . . . . . . . . . . . . . . . . . . . . . . . . .1-9
Display Menu . . . . . . . . . . . . . . . . . . . . . . . . . . . . . . . . . . . . . . . . . . . . . . . . . . . . . . . . . . . . . . . . . . . . . . .2-13
Display Options . . . . . . . . . . . . . . . . . . . . . . . . . . . . . . . . . . . . . . . . . . . . . . . . . . . . . . . . . . . . . . . . . . . . . . .1-6
Drop-in Charging Tray Charging . . . . . . . . . . . . . . . . . . . . . . . . . . . . . . . . . . . . . . . . . . . . . . . . . . . . . . . . . .1-7
E-F
Enabling
Call Forwarding . . . . . . . . . . . . . . . . . . . . . . . . . . . . . . . . . . . . . . . . . . . . . . . . . . . . . . . . . . . . . . . . . . .3-2
Scan . . . . . . . . . . . . . . . . . . . . . . . . . . . . . . . . . . . . . . . . . . . . . . . . . . . . . . . . . . . . . . . . . . . . . . . . . . . .3-2
Entering
A Home Group Number (Private Calls Only) . . . . . . . . . . . . . . . . . . . . . . . . . . . . . . . . . . . . . . . . . . . . .4-5
A Ringer Type (Private Calls Only) . . . . . . . . . . . . . . . . . . . . . . . . . . . . . . . . . . . . . . . . . . . . . . . . . . . . .4-7
Cloning Mode . . . . . . . . . . . . . . . . . . . . . . . . . . . . . . . . . . . . . . . . . . . . . . . . . . . . . . . . . . . . . . . . . . . . .6-1
Group Members (PrivateGroup Only) . . . . . . . . . . . . . . . . . . . . . . . . . . . . . . . . . . . . . . . . . . . . . . . . . . .4-6
Programming Mode . . . . . . . . . . . . . . . . . . . . . . . . . . . . . . . . . . . . . . . . . . . . . . . . . . . . . . . . . . . . . . . .4-2
Text with the Mini Keyboard . . . . . . . . . . . . . . . . . . . . . . . . . . . . . . . . . . . . . . . . . . . . . . . . . . . . . . . . . .2-8

9980384R89-E November 2008
INDEX I-3
Exclusions
Product and Accessories . . . . . . . . . . . . . . . . . . . . . . . . . . . . . . . . . . . . . . . . . . . . . . . . . . . . . . . . . . . .8-1
Software . . . . . . . . . . . . . . . . . . . . . . . . . . . . . . . . . . . . . . . . . . . . . . . . . . . . . . . . . . . . . . . . . . . . . . . . .8-2
Export Law Assurances . . . . . . . . . . . . . . . . . . . . . . . . . . . . . . . . . . . . . . . . . . . . . . . . . . . . . . . . . . . . . . . .8-3
Extended Character Set . . . . . . . . . . . . . . . . . . . . . . . . . . . . . . . . . . . . . . . . . . . . . . . . . . . . . . . . . . . . . . .1-12
G-L
Getting Started . . . . . . . . . . . . . . . . . . . . . . . . . . . . . . . . . . . . . . . . . . . . . . . . . . . . . . . . . . . . . . . . . . . . . . .1-5
Green/Lock Key Functionality . . . . . . . . . . . . . . . . . . . . . . . . . . . . . . . . . . . . . . . . . . . . . . . . . . . . . . . . . . .1-10
Icons
Alarm . . . . . . . . . . . . . . . . . . . . . . . . . . . . . . . . . . . . . . . . . . . . . . . . . . . . . . . . . . . . . . . . . . . . . . . . . . .1-5
Battery Status . . . . . . . . . . . . . . . . . . . . . . . . . . . . . . . . . . . . . . . . . . . . . . . . . . . . . . . . . . . . . . . . . . . . .1-6
Call Forward . . . . . . . . . . . . . . . . . . . . . . . . . . . . . . . . . . . . . . . . . . . . . . . . . . . . . . . . . . . . . . . . . . . . . .1-5
Home . . . . . . . . . . . . . . . . . . . . . . . . . . . . . . . . . . . . . . . . . . . . . . . . . . . . . . . . . . . . . . . . . . . . . . . . . . .1-5
Menu . . . . . . . . . . . . . . . . . . . . . . . . . . . . . . . . . . . . . . . . . . . . . . . . . . . . . . . . . . . . . . . . . . . . . . . . . . .1-5
New Message . . . . . . . . . . . . . . . . . . . . . . . . . . . . . . . . . . . . . . . . . . . . . . . . . . . . . . . . . . . . . . . . . . . . .1-6
PrivateGroup . . . . . . . . . . . . . . . . . . . . . . . . . . . . . . . . . . . . . . . . . . . . . . . . . . . . . . . . . . . . . . . . . . . . .1-5
PublicGroup . . . . . . . . . . . . . . . . . . . . . . . . . . . . . . . . . . . . . . . . . . . . . . . . . . . . . . . . . . . . . . . . . . . . . .1-5
Scan . . . . . . . . . . . . . . . . . . . . . . . . . . . . . . . . . . . . . . . . . . . . . . . . . . . . . . . . . . . . . . . . . . . . . . . . . . . .1-5
Status . . . . . . . . . . . . . . . . . . . . . . . . . . . . . . . . . . . . . . . . . . . . . . . . . . . . . . . . . . . . . . . . . . . . . . . . . . .1-5
Text Input . . . . . . . . . . . . . . . . . . . . . . . . . . . . . . . . . . . . . . . . . . . . . . . . . . . . . . . . . . . . . . . . . . . . . . . .1-5
VibraCall . . . . . . . . . . . . . . . . . . . . . . . . . . . . . . . . . . . . . . . . . . . . . . . . . . . . . . . . . . . . . . . . . . . . . . . . .1-5
Keypad Volume . . . . . . . . . . . . . . . . . . . . . . . . . . . . . . . . . . . . . . . . . . . . . . . . . . . . . . . . . . . . . . . . . . . . . .2-18
Language . . . . . . . . . . . . . . . . . . . . . . . . . . . . . . . . . . . . . . . . . . . . . . . . . . . . . . . . . . . . . . . . . . . . . . . . . .4-10
M
Main Menu Navigation Chart . . . . . . . . . . . . . . . . . . . . . . . . . . . . . . . . . . . . . . . . . . . . . . . . . . . . . . . . . . .2-10
Making a Call . . . . . . . . . . . . . . . . . . . . . . . . . . . . . . . . . . . . . . . . . . . . . . . . . . . . . . . . . . . . . . . . . . . . . . . .2-3
Manage Your Scroll List . . . . . . . . . . . . . . . . . . . . . . . . . . . . . . . . . . . . . . . . . . . . . . . . . . . . . . . . . . . . . . . .3-1
Manager Mode . . . . . . . . . . . . . . . . . . . . . . . . . . . . . . . . . . . . . . . . . . . . . . . . . . . . . . . . . . . . . . . . . . . . . . .4-9
Menu Icons . . . . . . . . . . . . . . . . . . . . . . . . . . . . . . . . . . . . . . . . . . . . . . . . . . . . . . . . . . . . . . . . . . . . . . . . . .1-5
Menu Key . . . . . . . . . . . . . . . . . . . . . . . . . . . . . . . . . . . . . . . . . . . . . . . . . . . . . . . . . . . . . . . . . . . . . . . . . . .1-6
Messaging
Composing a Message using the Mini Keyboard . . . . . . . . . . . . . . . . . . . . . . . . . . . . . . . . . . . . . . . . . .2-8
Delete a Message . . . . . . . . . . . . . . . . . . . . . . . . . . . . . . . . . . . . . . . . . . . . . . . . . . . . . . . . . . . . . . . . .2-9
Reading from the Inbox . . . . . . . . . . . . . . . . . . . . . . . . . . . . . . . . . . . . . . . . . . . . . . . . . . . . . . . . . . . . .2-5
Receiving a Message . . . . . . . . . . . . . . . . . . . . . . . . . . . . . . . . . . . . . . . . . . . . . . . . . . . . . . . . . . . . . . .2-5
Replying to a Received Message . . . . . . . . . . . . . . . . . . . . . . . . . . . . . . . . . . . . . . . . . . . . . . . . . . . . . .2-6
Sending a Text Message . . . . . . . . . . . . . . . . . . . . . . . . . . . . . . . . . . . . . . . . . . . . . . . . . . . . . . . . . . . .2-7
Mini Keyboard
Accent Marks . . . . . . . . . . . . . . . . . . . . . . . . . . . . . . . . . . . . . . . . . . . . . . . . . . . . . . . . . . . . . . . . . . . .1-12
Attaching to the Radio . . . . . . . . . . . . . . . . . . . . . . . . . . . . . . . . . . . . . . . . . . . . . . . . . . . . . . . . . . . . . .1-9
CAPS Key Functionality . . . . . . . . . . . . . . . . . . . . . . . . . . . . . . . . . . . . . . . . . . . . . . . . . . . . . . . . . . . .1-10
Disconnecting from your Radio . . . . . . . . . . . . . . . . . . . . . . . . . . . . . . . . . . . . . . . . . . . . . . . . . . . . . . .1-9
Entering Text . . . . . . . . . . . . . . . . . . . . . . . . . . . . . . . . . . . . . . . . . . . . . . . . . . . . . . . . . . . . . . . . . . . .1-10
Extended Character Set . . . . . . . . . . . . . . . . . . . . . . . . . . . . . . . . . . . . . . . . . . . . . . . . . . . . . . . . . . . .1-12
Green/Lock Key Functionality . . . . . . . . . . . . . . . . . . . . . . . . . . . . . . . . . . . . . . . . . . . . . . . . . . . . . . .1-10
Key Shortcuts . . . . . . . . . . . . . . . . . . . . . . . . . . . . . . . . . . . . . . . . . . . . . . . . . . . . . . . . . . . . . . . . . . . .1-12
Other Special Characters . . . . . . . . . . . . . . . . . . . . . . . . . . . . . . . . . . . . . . . . . . . . . . . . . . . . . . . . . . .1-13
Standard Yellow Function Green Function . . . . . . . . . . . . . . . . . . . . . . . . . . . . . . . . . . . . . . . . . . . . . . 1-11
Yellow/Lock Key Functionality . . . . . . . . . . . . . . . . . . . . . . . . . . . . . . . . . . . . . . . . . . . . . . . . . . . . . . .1-10

November 2008 9980384R89-E
I-4 INDEX
My Info . . . . . . . . . . . . . . . . . . . . . . . . . . . . . . . . . . . . . . . . . . . . . . . . . . . . . . . . . . . . . . . . . . . . . . . . . . . .2-19
N-Q
Name for you Radio . . . . . . . . . . . . . . . . . . . . . . . . . . . . . . . . . . . . . . . . . . . . . . . . . . . . . . . . . . . . . . . . . . .5-1
Other Special Characters . . . . . . . . . . . . . . . . . . . . . . . . . . . . . . . . . . . . . . . . . . . . . . . . . . . . . . . . . . . . . .1-13
Personalising your Radio . . . . . . . . . . . . . . . . . . . . . . . . . . . . . . . . . . . . . . . . . . . . . . . . . . . . . . . . . . . . . . .5-5
Plug-in Charger . . . . . . . . . . . . . . . . . . . . . . . . . . . . . . . . . . . . . . . . . . . . . . . . . . . . . . . . . . . . . . . . . . . . . . .1-7
Power button . . . . . . . . . . . . . . . . . . . . . . . . . . . . . . . . . . . . . . . . . . . . . . . . . . . . . . . . . . . . . . . . . . . . . . . . .2-1
Private Contacts . . . . . . . . . . . . . . . . . . . . . . . . . . . . . . . . . . . . . . . . . . . . . . . . . . . . . . . . . . . . . . . . . . . . . .5-2
Private Reply with Group Calls . . . . . . . . . . . . . . . . . . . . . . . . . . . . . . . . . . . . . . . . . . . . . . . . . . . . . . . . . . .2-3
Products and Accessories, Warranty . . . . . . . . . . . . . . . . . . . . . . . . . . . . . . . . . . . . . . . . . . . . . . . . . . . . . .8-1
Program Menu Navigation Chart . . . . . . . . . . . . . . . . . . . . . . . . . . . . . . . . . . . . . . . . . . . . . . . . . . . . . . . . . .4-1
Program Scan List . . . . . . . . . . . . . . . . . . . . . . . . . . . . . . . . . . . . . . . . . . . . . . . . . . . . . . . . . . . . . . . . . . . . .4-9
Programming A Unit ID (Private Calls Only) . . . . . . . . . . . . . . . . . . . . . . . . . . . . . . . . . . . . . . . . . . . . . . . . .4-5
Programming Mode . . . . . . . . . . . . . . . . . . . . . . . . . . . . . . . . . . . . . . . . . . . . . . . . . . . . . . . . . . . . . . . . . . . .4-2
Programming your Radio . . . . . . . . . . . . . . . . . . . . . . . . . . . . . . . . . . . . . . . . . . . . . . . . . . . . . . . . . . . . . . .5-6
PublicGroup Contacts . . . . . . . . . . . . . . . . . . . . . . . . . . . . . . . . . . . . . . . . . . . . . . . . . . . . . . . . . . . . . . . . . .5-3
R
Radio
Off . . . . . . . . . . . . . . . . . . . . . . . . . . . . . . . . . . . . . . . . . . . . . . . . . . . . . . . . . . . . . . . . . . . . . . . . . . . . . .2-1
On . . . . . . . . . . . . . . . . . . . . . . . . . . . . . . . . . . . . . . . . . . . . . . . . . . . . . . . . . . . . . . . . . . . . . . . . . . . . . .2-1
Radio History . . . . . . . . . . . . . . . . . . . . . . . . . . . . . . . . . . . . . . . . . . . . . . . . . . . . . . . . . . . . . . . . . . . . . . . . .4-8
Reading from the Inbox, Messaging . . . . . . . . . . . . . . . . . . . . . . . . . . . . . . . . . . . . . . . . . . . . . . . . . . . . . . .2-5
Receiving
A Call . . . . . . . . . . . . . . . . . . . . . . . . . . . . . . . . . . . . . . . . . . . . . . . . . . . . . . . . . . . . . . . . . . . . . . . . . . .2-3
A Message . . . . . . . . . . . . . . . . . . . . . . . . . . . . . . . . . . . . . . . . . . . . . . . . . . . . . . . . . . . . . . . . . . . . . . .2-5
An Alert . . . . . . . . . . . . . . . . . . . . . . . . . . . . . . . . . . . . . . . . . . . . . . . . . . . . . . . . . . . . . . . . . . . . . . . . . .2-4
Receiving and Making Calls . . . . . . . . . . . . . . . . . . . . . . . . . . . . . . . . . . . . . . . . . . . . . . . . . . . . . . . . . . . . .2-3
Recent Call Functions
Alerting a Recent Caller . . . . . . . . . . . . . . . . . . . . . . . . . . . . . . . . . . . . . . . . . . . . . . . . . . . . . . . . . . . .2-11
Deleting Recent Calls . . . . . . . . . . . . . . . . . . . . . . . . . . . . . . . . . . . . . . . . . . . . . . . . . . . . . . . . . . . . . .2-12
Viewing a Recent Call . . . . . . . . . . . . . . . . . . . . . . . . . . . . . . . . . . . . . . . . . . . . . . . . . . . . . . . . . . . . . .2-11
Recent Calls . . . . . . . . . . . . . . . . . . . . . . . . . . . . . . . . . . . . . . . . . . . . . . . . . . . . . . . . . . . . . . . . . . . . . . . .2-11
Remote Disabling . . . . . . . . . . . . . . . . . . . . . . . . . . . . . . . . . . . . . . . . . . . . . . . . . . . . . . . . . . . . . . . . . . . . .3-3
Remote Monitoring . . . . . . . . . . . . . . . . . . . . . . . . . . . . . . . . . . . . . . . . . . . . . . . . . . . . . . . . . . . . . . . . . . . .3-4
Remote Time . . . . . . . . . . . . . . . . . . . . . . . . . . . . . . . . . . . . . . . . . . . . . . . . . . . . . . . . . . . . . . . . . . . . . . . . .3-4
Replying to a Received Message . . . . . . . . . . . . . . . . . . . . . . . . . . . . . . . . . . . . . . . . . . . . . . . . . . . . . . . . .2-6
Reset All Contacts . . . . . . . . . . . . . . . . . . . . . . . . . . . . . . . . . . . . . . . . . . . . . . . . . . . . . . . . . . . . . . . . . . . . .6-5
Ringer Volume . . . . . . . . . . . . . . . . . . . . . . . . . . . . . . . . . . . . . . . . . . . . . . . . . . . . . . . . . . . . . . . . . . . . . . .2-17
S
Scan . . . . . . . . . . . . . . . . . . . . . . . . . . . . . . . . . . . . . . . . . . . . . . . . . . . . . . . . . . . . . . . . . . . . . . . . . . . . . . .3-2
Scenario . . . . . . . . . . . . . . . . . . . . . . . . . . . . . . . . . . . . . . . . . . . . . . . . . . . . . . . . . . . . . . . . . . . . . . . . . . . .5-7
Scenario On How To Progtam A Radio . . . . . . . . . . . . . . . . . . . . . . . . . . . . . . . . . . . . . . . . . . . . . . . . . . . . .5-7
Scroll List . . . . . . . . . . . . . . . . . . . . . . . . . . . . . . . . . . . . . . . . . . . . . . . . . . . . . . . . . . . . . . . . . . . . . . . . . . . .3-1
See All Groups . . . . . . . . . . . . . . . . . . . . . . . . . . . . . . . . . . . . . . . . . . . . . . . . . . . . . . . . . . . . . . . . . . . . . .4-10

9980384R89-E November 2008
INDEX I-5
Selecting
A Call Type . . . . . . . . . . . . . . . . . . . . . . . . . . . . . . . . . . . . . . . . . . . . . . . . . . . . . . . . . . . . . . . . . . . . . . .4-3
A Channel . . . . . . . . . . . . . . . . . . . . . . . . . . . . . . . . . . . . . . . . . . . . . . . . . . . . . . . . . . . . . . . . . . . . . . . .4-4
A Group ID . . . . . . . . . . . . . . . . . . . . . . . . . . . . . . . . . . . . . . . . . . . . . . . . . . . . . . . . . . . . . . . . . . . . . . .4-5
A Home Group Number (Private Calls Only) . . . . . . . . . . . . . . . . . . . . . . . . . . . . . . . . . . . . . . . . . . . . .4-5
A Ringer Type (Private Calls Only) . . . . . . . . . . . . . . . . . . . . . . . . . . . . . . . . . . . . . . . . . . . . . . . . . . . . .4-7
A Unit ID (Private Calls Only) . . . . . . . . . . . . . . . . . . . . . . . . . . . . . . . . . . . . . . . . . . . . . . . . . . . . . . . . .4-5
A Unit Name . . . . . . . . . . . . . . . . . . . . . . . . . . . . . . . . . . . . . . . . . . . . . . . . . . . . . . . . . . . . . . . . . . . . . .4-4
Group Members (PrivateGroup Only) . . . . . . . . . . . . . . . . . . . . . . . . . . . . . . . . . . . . . . . . . . . . . . . . . .4-6
Setting the
Alarm . . . . . . . . . . . . . . . . . . . . . . . . . . . . . . . . . . . . . . . . . . . . . . . . . . . . . . . . . . . . . . . . . . . . . . . . . .2-16
Ambient Noise Level . . . . . . . . . . . . . . . . . . . . . . . . . . . . . . . . . . . . . . . . . . . . . . . . . . . . . . . . . . . . . .2-18
Backlight . . . . . . . . . . . . . . . . . . . . . . . . . . . . . . . . . . . . . . . . . . . . . . . . . . . . . . . . . . . . . . . . . . . . . . . .2-13
Clock and Alarm . . . . . . . . . . . . . . . . . . . . . . . . . . . . . . . . . . . . . . . . . . . . . . . . . . . . . . . . . . . . . . . . . .2-14
Contrast . . . . . . . . . . . . . . . . . . . . . . . . . . . . . . . . . . . . . . . . . . . . . . . . . . . . . . . . . . . . . . . . . . . . . . . .2-13
Date . . . . . . . . . . . . . . . . . . . . . . . . . . . . . . . . . . . . . . . . . . . . . . . . . . . . . . . . . . . . . . . . . . . . . . . . . . .2-15
Default Speaker Volume . . . . . . . . . . . . . . . . . . . . . . . . . . . . . . . . . . . . . . . . . . . . . . . . . . . . . . . . . . . .2-18
Display . . . . . . . . . . . . . . . . . . . . . . . . . . . . . . . . . . . . . . . . . . . . . . . . . . . . . . . . . . . . . . . . . . . . . . . . .2-13
Keypad Volume . . . . . . . . . . . . . . . . . . . . . . . . . . . . . . . . . . . . . . . . . . . . . . . . . . . . . . . . . . . . . . . . . .2-18
Ringer Volume . . . . . . . . . . . . . . . . . . . . . . . . . . . . . . . . . . . . . . . . . . . . . . . . . . . . . . . . . . . . . . . . . . .2-17
Speaker Volume . . . . . . . . . . . . . . . . . . . . . . . . . . . . . . . . . . . . . . . . . . . . . . . . . . . . . . . . . . . . . . . . . . .2-1
Time . . . . . . . . . . . . . . . . . . . . . . . . . . . . . . . . . . . . . . . . . . . . . . . . . . . . . . . . . . . . . . . . . . . . . . . . . . .2-15
VibraCall . . . . . . . . . . . . . . . . . . . . . . . . . . . . . . . . . . . . . . . . . . . . . . . . . . . . . . . . . . . . . . . . . . . . . . . .2-14
Volume . . . . . . . . . . . . . . . . . . . . . . . . . . . . . . . . . . . . . . . . . . . . . . . . . . . . . . . . . . . . . . . . . . . . . . . . .2-17
Setting the Scroll List . . . . . . . . . . . . . . . . . . . . . . . . . . . . . . . . . . . . . . . . . . . . . . . . . . . . . . . . . . . . . . . . . .5-6
Setting up Scan . . . . . . . . . . . . . . . . . . . . . . . . . . . . . . . . . . . . . . . . . . . . . . . . . . . . . . . . . . . . . . . . . . . . . . .5-4
Software Copyright Notice . . . . . . . . . . . . . . . . . . . . . . . . . . . . . . . . . . . . . . . . . . . . . . . . . . . . . . . . . . . . . .8-2
Software, Warranty . . . . . . . . . . . . . . . . . . . . . . . . . . . . . . . . . . . . . . . . . . . . . . . . . . . . . . . . . . . . . . . . . . . .8-2
Speaker Volume, Setting . . . . . . . . . . . . . . . . . . . . . . . . . . . . . . . . . . . . . . . . . . . . . . . . . . . . . . . . . . . . . . .2-1
Speaker Volume, Setting the Default . . . . . . . . . . . . . . . . . . . . . . . . . . . . . . . . . . . . . . . . . . . . . . . . . . . . .2-18
Standard Yellow Function Green Function . . . . . . . . . . . . . . . . . . . . . . . . . . . . . . . . . . . . . . . . . . . . . . . . .1-11
Status Icons . . . . . . . . . . . . . . . . . . . . . . . . . . . . . . . . . . . . . . . . . . . . . . . . . . . . . . . . . . . . . . . . . . . . . . . . .1-5
Swivel Belt Holster . . . . . . . . . . . . . . . . . . . . . . . . . . . . . . . . . . . . . . . . . . . . . . . . . . . . . . . . . . . . . . . . . . . .1-9
T
Text Area . . . . . . . . . . . . . . . . . . . . . . . . . . . . . . . . . . . . . . . . . . . . . . . . . . . . . . . . . . . . . . . . . . . . . . . . . . . .1-5
Text Messaging . . . . . . . . . . . . . . . . . . . . . . . . . . . . . . . . . . . . . . . . . . . . . . . . . . . . . . . . . . . . . . . . . . . . . . .4-7
the firmware version . . . . . . . . . . . . . . . . . . . . . . . . . . . . . . . . . . . . . . . . . . . . . . . . . . . . . . . . . . . . . . . . . . .5-1
the radio ID . . . . . . . . . . . . . . . . . . . . . . . . . . . . . . . . . . . . . . . . . . . . . . . . . . . . . . . . . . . . . . . . . . . . . . . . . .5-1
Time, Setting . . . . . . . . . . . . . . . . . . . . . . . . . . . . . . . . . . . . . . . . . . . . . . . . . . . . . . . . . . . . . . . . . . . . . . . .2-15
Troubleshooting . . . . . . . . . . . . . . . . . . . . . . . . . . . . . . . . . . . . . . . . . . . . . . . . . . . . . . . . . . . . . . . . . . . . . .7-1
Turning Your Radio On or Off . . . . . . . . . . . . . . . . . . . . . . . . . . . . . . . . . . . . . . . . . . . . . . . . . . . . . . . . . . . .2-1
Types of Calls . . . . . . . . . . . . . . . . . . . . . . . . . . . . . . . . . . . . . . . . . . . . . . . . . . . . . . . . . . . . . . . . . . . . . . . .2-3
U-V
Unit Name . . . . . . . . . . . . . . . . . . . . . . . . . . . . . . . . . . . . . . . . . . . . . . . . . . . . . . . . . . . . . . . . . . . . . . . . . . .4-4
Using Mini Keyboard Key Shortcuts . . . . . . . . . . . . . . . . . . . . . . . . . . . . . . . . . . . . . . . . . . . . . . . . . . . . . .1-12
Using the Cloning Cable . . . . . . . . . . . . . . . . . . . . . . . . . . . . . . . . . . . . . . . . . . . . . . . . . . . . . . . . . . . . . . . .6-2
VibraCall . . . . . . . . . . . . . . . . . . . . . . . . . . . . . . . . . . . . . . . . . . . . . . . . . . . . . . . . . . . . . . . . . . . . . . . . . . .2-14

November 2008 9980384R89-E
I-6 INDEX
Viewing a
Contact . . . . . . . . . . . . . . . . . . . . . . . . . . . . . . . . . . . . . . . . . . . . . . . . . . . . . . . . . . . . . . . . . . . . . . . . . .2-2
Recent Call . . . . . . . . . . . . . . . . . . . . . . . . . . . . . . . . . . . . . . . . . . . . . . . . . . . . . . . . . . . . . . . . . . . . . .2-11
Volume
Keypad . . . . . . . . . . . . . . . . . . . . . . . . . . . . . . . . . . . . . . . . . . . . . . . . . . . . . . . . . . . . . . . . . . . . . . . . .2-18
Ringer . . . . . . . . . . . . . . . . . . . . . . . . . . . . . . . . . . . . . . . . . . . . . . . . . . . . . . . . . . . . . . . . . . . . . . . . . .2-17
Speaker, Adjusting . . . . . . . . . . . . . . . . . . . . . . . . . . . . . . . . . . . . . . . . . . . . . . . . . . . . . . . . . . . . . . . . .2-1
Speaker, Default . . . . . . . . . . . . . . . . . . . . . . . . . . . . . . . . . . . . . . . . . . . . . . . . . . . . . . . . . . . . . . . . . .2-18
Volume, Setting . . . . . . . . . . . . . . . . . . . . . . . . . . . . . . . . . . . . . . . . . . . . . . . . . . . . . . . . . . . . . . . . . . . . . .2-17
W-Z
Warranty
Exclusions for Product and Accessories . . . . . . . . . . . . . . . . . . . . . . . . . . . . . . . . . . . . . . . . . . . . . . . .8-1
Exclusions for Software . . . . . . . . . . . . . . . . . . . . . . . . . . . . . . . . . . . . . . . . . . . . . . . . . . . . . . . . . . . . .8-2
Products and Accessories . . . . . . . . . . . . . . . . . . . . . . . . . . . . . . . . . . . . . . . . . . . . . . . . . . . . . . . . . . .8-1
Software . . . . . . . . . . . . . . . . . . . . . . . . . . . . . . . . . . . . . . . . . . . . . . . . . . . . . . . . . . . . . . . . . . . . . . . . .8-2
What Does this Warranty Cover . . . . . . . . . . . . . . . . . . . . . . . . . . . . . . . . . . . . . . . . . . . . . . . . . . . . . . . . . .8-1
Who is Covered . . . . . . . . . . . . . . . . . . . . . . . . . . . . . . . . . . . . . . . . . . . . . . . . . . . . . . . . . . . . . . . . . . . . . . .8-2
Yellow/Lock Key Functionality . . . . . . . . . . . . . . . . . . . . . . . . . . . . . . . . . . . . . . . . . . . . . . . . . . . . . . . . . . .1-10
Your DTR Series Radio . . . . . . . . . . . . . . . . . . . . . . . . . . . . . . . . . . . . . . . . . . . . . . . . . . . . . . . . . . . . . . . . .1-4

ENGLISH
M
QUICK REFERENCE
DTR SERIES™ PORTABLE RADIO
Programming
Your radio is ready to use after a fully-charged battery has been installed.
However, your radio should be programmed to ensure compatibility with existing
DTR Series radios and to fully utilize all features.
To enter Programming Mode:
1.Hold down and press the PTT button three times.
2.Press the Right .
3.Press .
4.Press the Left .
5.Hold down and press the PTT button three times.
Antenna
Audio Jack
Connect audio accessories
Volume Controls
Push-to-Talk (PTT)
Option Keys
Home Key
Power Button
Menu Key
Navigation Keys
Use to scroll menu
Plug-in Charging
To select display options
Use to exit the current
Button
Microphone
and Connect Data
Accessories
idle screen
settings
menu and return to the
Speaker
*Select models only.
For further information, refer to your specific product User Guide included on the CD-ROM.
Contacts
Program Text Messaging*
Settings
Display
VibraCall*
Clock/Alarm
Volume
Call Forward*
Reset Defaults*
Manager Mode*
Langu
OtaALL Allow
age
Radio History
Ambient Noise*
Scroll List
Scan Lists*
Advanced
Menu
See All Groups*

ENGLISH
GETTING STARTED
SENDING A VOICE CALL
RECEIVING A VOICE CALL
1. INSTALL THE BATTERY
Slide the lock tab to the left to unlock and push down on the
latch at the top of the battery door and lift off the radio. Insert
the battery, printed arrows first, into the battery compartment
and press down to secure in place. Replace the battery door.
2. CHARGE THE BATTERY
Connect the charger to the drop-in charging tray and insert
the radio using the plug of the plug in charger. The battery
meter on the radio display will stop flashing when fully
charged.
3. TURN THE RADIO ON
Press the Power Button (hold to turn off).The radio chirps.
NOTE:Batteries are shipped uncharged from the factory. Always charge a new
battery to capacity before initial use, charge time is dependent upon
charger type.
1. Turn the radio on and select the recipient(s) by either:
• Selecting from the scroll list, using the navigation keys
• Selecting from Contacts by pressing Menu and using the navigation keys
• Selecting from Recent Calls by pressing Menu then selecting Recent Calls
2. Press and hold the PTT button on the side of the radio
until the talk permit tone is received, then speak clearly
into the microphone. If “User Not Available” displays, the
recipient is either in another radio call, out of range, or
turned off. Try to connect again. When making a group
call, at least one member of the group must be available.
3. Release the PTT button to listen.
1. Turn radio on and set volume level.
2. Switch to desired Public Group using the navigation keys
3. When a Private, private Group, or Group call is received, it will be heard at
the volume level you have set. Press the PTT to respond.
MAN WITH RADIO
MOTOROLA, the Sylized M Logo, are registered in the
U.S. Patent and Trademark Office. All other product or
service names are the property of their respective
owners.
©Motorola, Inc. 2008. All rights reserved.
Printed in U.S.A.
*5480384S84*
5480384S84-B