Moxa Technologies 5600 Users Manual NPort 5200 Series User's
5600 to the manual 5f3abf77-e122-4824-954c-7772878ea196
2015-02-09
: Moxa-Technologies Moxa-Technologies-5600-Users-Manual-557718 moxa-technologies-5600-users-manual-557718 moxa-technologies pdf
Open the PDF directly: View PDF
.
Page Count: 93
- Chapter 1: Introduction
- Chapter 2: Getting Started
- Chapter 3: Initial IP Address Configuration
- Chapter 4: Choosing the Proper Operation Mode
- Chapter 5: Web Console Configuration
- Chapter 6: Configuring Windows Administrator
- Chapter 7: IP Serial LIB
- Appendix A: Pinouts and Cable Wiring
- Appendix B: Well Known Port Numbers
- Appendix C: SNMP Agent with MIB II & RS-232 Like Group
- Appendix D: Auto IP Report Protocol
- Appendix E: Service Information
NPort 5600 Series User’s Manual
The software described in this manual is furnished under a license agreement and may be used only in
accordance with the terms of that agreement.
Copyright Notice
Copyright 2004 Moxa Technologies Co., Ltd.
All rights reserved.
Reproduction without permission is prohibited.
Trademarks
MOXA is a registered trademark of The Moxa Group.
All other trademarks or registered marks in this manual belong to their respective manufacturers.
Disclaimer
Information in this document is subject to change without notice and does not represent a commitment on the
part of Moxa.
Moxa provides this document “as is,” without warranty of any kind, either expressed or implied, including, but
not limited to, its particular purpose. Moxa reserves the right to make improvements and/or changes to this
manual, or to the products and/or the programs described in this manual, at any time.
Information provided in this manual is intended to be accurate and reliable. However, Moxa Technologies
assumes no responsibility for its use, or for any infringements on the rights of third parties that may result from
its use.
This product might include unintentional technical or typographical errors. Changes are periodically made to the
information herein to correct such errors, and these changes are incorporated into new editions of the
publication.
Table of Contents
Chapter 1 Introduction..............................................................................................1-1
Overview................................................................................................................ 1-2
Package Checklist ................................................................................................. 1-2
Product Features ................................................................................................... 1-2
Product Specifications ........................................................................................... 1-3
Chapter 2 Getting Started.........................................................................................2-1
Panel Layout.......................................................................................................... 2-2
Connecting the Hardware...................................................................................... 2-3
Wiring Requirements................................................................................... 2-3
Connecting NPort 5610/30-16/8’s Power.................................................... 2-3
Connecting NPort 5610-16/8-48V’s Power ................................................. 2-4
Grounding NPort 5610-16/8-48V................................................................. 2-4
Connecting to the Network .......................................................................... 2-4
Connecting to a Serial Device ..................................................................... 2-5
LED Indicators ............................................................................................. 2-5
Real Time Clock .......................................................................................... 2-5
Chapter 3 Initial IP Address Configuration.............................................................3-1
Initializing NPort’s IP Address................................................................................ 3-2
Factory Default IP Address.................................................................................... 3-2
LCM Display .......................................................................................................... 3-2
NPort Administration Suite..................................................................................... 3-5
ARP........................................................................................................................ 3-5
Telnet Console ....................................................................................................... 3-6
Chapter 4 Choosing the Proper Operation Mode...................................................4-1
Overview................................................................................................................ 4-2
TCP Server Mode .................................................................................................. 4-2
TCP Client Mode ................................................................................................... 4-3
UDP Mode ............................................................................................................. 4-3
Real COM Mode .................................................................................................... 4-3
Chapter 5 Web Console Configuration ...................................................................5-1
Opening Your Browser........................................................................................... 5-2
Basic Settings ........................................................................................................ 5-4
Network Settings.................................................................................................... 5-6
Serial Settings........................................................................................................ 5-9
Operating Settings ................................................................................................5-11
Real COM Mode........................................................................................ 5-12
TCP Server Mode...................................................................................... 5-14
TCP Client Mode ....................................................................................... 5-17
UDP Mode ................................................................................................. 5-20
Accessible IP Settings ......................................................................................... 5-22
Auto Warning Settings ......................................................................................... 5-23
Auto warning: E-mail and SNMP Trap ...................................................... 5-23
Event Type ................................................................................................ 5-24
Change Password ............................................................................................... 5-26
Load Factory Defaults.......................................................................................... 5-26
Chapter 6 Configuring Windows Administrator.....................................................6-1
Overview................................................................................................................ 6-2
Installing Windows Administrator........................................................................... 6-2
Configuration ......................................................................................................... 6-4
Broadcast Search........................................................................................ 6-5
Unlock Password Protection ....................................................................... 6-6
Configuring NPort 5600............................................................................... 6-7
Upgrading Firmware.................................................................................... 6-8
Export/Import ............................................................................................... 6-9
Monitor................................................................................................................... 6-9
Port Monitor ......................................................................................................... 6-12
COM Mapping...................................................................................................... 6-13
On-line COM Mapping............................................................................... 6-13
Off-line COM Mapping............................................................................... 6-16
IP Location........................................................................................................... 6-17
Chapter 7 IP Serial LIB..............................................................................................7-1
Overview................................................................................................................ 7-2
IP Serial LIB Function Groups ............................................................................... 7-3
Example Program .................................................................................................. 7-3
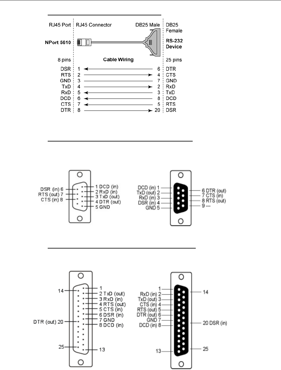
Appendix A Pinouts and Cable Wiring ...................................................................... A-1
Port Pinout Diagrams............................................................................................. A-2
Ethernet Port Pinouts ..................................................................................A-2
Serial Port Pinouts.......................................................................................A-2
Cable Wiring Diagrams..........................................................................................A-3
Ethernet Cables...........................................................................................A-3
Serial Cables ...............................................................................................A-4
Pin Assignments for DB9 and DB25 Connectors........................................A-5
Appendix B Well Known Port Numbers .................................................................... B-1
Appendix C SNMP Agent with MIB II & RS-232 Like Group .................................... C-1
Appendix D Auto IP Report Protocol......................................................................... D-1
Appendix E Service Information ................................................................................ E-1
MOXA Internet Services ........................................................................................ E-2
Problem Report Form ............................................................................................ E-3
Product Return Procedure.....................................................................................E-4
Revision History.....................................................................................................E-5

1
1
Chapter 1 Introduction
Welcome to the MOXA NPort 5600 Series of advanced serial device servers that make it easy to
network-enable your serial devices. The NPort 5600 Series has six models: NPort 5610-16, NPort
5610-8 (16/8 ports for RS-232, with AC power), NPort 5610-16-48V, NPort 5610-8-48V (16/8
ports for RS-232, with DC power), NPort 5630-16, and NPort 5630-8 (16/8 ports for RS-422/485,
with AC power). In this manual, we often refer to the six products collectively as “5600” or “5600
Series.”
The following topics are covered in this chapter:
Overview
Package Checklist
Product Features
Product Specifications

NPort 5600 Series User’s Manual Introduction
Overview
NPort 5600 Series serial device servers are designed to make your industrial serial devices Internet
ready instantly. The compact size of NPort 5600 device servers makes them the ideal choice for
connecting your RS-232 (NPort 5610-16/8) or RS-422/485 (NPort 5630-16/8) serial
devices—such as PLCs, meters, and sensors—to an IP-based Ethernet LAN, making it possible for
your software to access serial devices anywhere over a local LAN or the Internet.
NPort 5600 serial device servers ensure the compatibility of network software that uses a standard
network API (Winsock or BSD Sockets) by providing TCP Server Mode, TCP Client Mode, and
UDP Mode. And thanks to NPort’s Real COM/TTY drivers, software that works with COM/TTY
ports can be set up to work over a TCP/IP network in no time. This excellent feature preserves
your software investment and lets you enjoy the benefits of networking your serial devices
instantly.
NPort 5600 serial device servers support automatic IP configuration protocols (DHCP, BOOTP)
and manual configuration via NPort’s handy web browser console. Both methods ensure quick and
effective installation. And with NPort 5600’s Windows Utility, installation is very straightforward,
since all system parameters can be stored and then copied to other device servers simultaneously.
Package Checklist
MOXA NPort 5600 Series products are shipped with the following items:
Standard Accessories
y 1 16- or 8-port serial device server
y NPort Documentation & Software CD
y NPort 5600 Quick Installation Guide
y Power cord
Optional Accessories
y CBL-RJ45M9-150 RJ45 8-pin to DB9 Male cable, 150 cm
y CBL-RJ45F9-150 RJ45 8-pin to DB9 Female cable, 150 cm
y CBL-RJ45M25-150 RJ45 8-pin to DB25 Male cable, 150 cm
y CBL-RJ45F25-150 RJ45 8-pin to DB25 Female cable, 150 cm
NOTE: Notify your sales representative if any of the above items is missing or damaged.
Product Features
NPort 5600 Series products have the following features:
y Make your serial devices Internet ready
y Easy-to-use LCM (Liquid Crystal Module) interface for setting up the IP address
y Versatile socket operation modes, including TCP Server, TCP Client, and UDP
y Easy-to-use Windows Utility for mass installation
y Supports 10/100 Mbps Ethernet—auto-detectable
y Supports 16/8-port RS-232 or RS-422/485 interface
y Built-in 15 KV ESD protection for all serial signals
y Supports SNMP MIB-II for network management
1-2

NPort 5600 Series User’s Manual Introduction
Product Specifications
LAN
Ethernet 10/100 Mbps, RJ45
Protection Built-in 1.5 KV magnetic isolation
NPort 5610 Serial Interface
Interface RS-232
No. of Ports 16/8
Port Type RJ45 8-pin
Signals TxD, RxD, RTS, CTS, DTR, DSR, DCD, GND
Serial Line Protection 15 KV ESD for all signals
NPort 5630 Serial Interface
Interface RS-422/485
No. of Ports 16/8
Port Type RS45 8-pin
Signals RS-422: Tx+, Tx-, Rx+, Rx-, GND
RS-485 (2-wire): Data+, Data-, GND
RS-485 (4-wire): Tx+, Tx-, Rx+, Rx-, GND
Serial Line Protection 15 KV ESD for all signals
RS-485 Data Direction ADDC™ (Automatic Data Direction Control)
Power Line Protection
4 KV Burst (EFT), EN61000-4-4
2 KV Surge, EN61000-4-5
Advanced Built-in Features
HMI LCM display with four push buttons
Buzzer
Real-Time Clock
Watch Dog Timer
Serial Communication Parameters
Parity None, Even, Odd, Space, Mark
Data Bits 5, 6, 7, 8
Stop Bit 1, 1.5, 2
Flow Control RTS/CTS, XON/XOFF
Transmission Speed 50 bps to 230.4 Kbps
1-3

NPort 5600 Series User’s Manual Introduction
Software Features
Protocols ICMP, IP, TCP, UDP, DHCP, BOOTP, Telnet, DNS,
SNMP, HTTP, SMTP, SNTP
Utilities NPort Administrator for Windows 95/98/ME/NT/2000/XP
Real COM/TTY Drivers Windows 95/98/ME/NT/2000/XP Real COM driver, Linux
real TTY driver
Configuration Web Browser, Telnet Console, or Windows Utility
Power Requirements
Power Input 100 to 240 VAC, 47 to 63 Hz, or 48 VDC
Power Consumption NPort 5610-16/8: 200 mA for 100V, 145 mA for 240V
NPort 5610-16/8-48V: 250 mA (at 48V max.)
NPort 5630-16/8: 212 mA for 100V, 130 mA for 240V
Mechanical
Material SECC sheet metal (1 mm)
Dimensions (W × H × D) 190 × 44.5 × 478 mm (including ears)
190 × 44.5 × 440 mm (without ears)
Environment
Operating Temperature 0 to 55°C (32 to 131°F), 5 to 95%RH
Storage Temperature -20 to 85°C (-4 to 185°F), 5 to 95%RH
Regulatory Approvals
EMC FCC Class A, CE Class A
Safety UL, CUL, TÜV
WARRANTY 5 years
1-4

2
2
Chapter 2 Getting Started
This chapter includes information about installing NPort 5600 Series. The following topics are
covered:
Panel Layout
Connecting the Hardware
¾ Wiring Requirements
¾ Connecting NPort 5610/30-16/8’s Power
¾ Connecting NPort 5610-16/8-48V’s Power
¾ Grounding NPort 5610-16/8-48V
¾ Connecting to the Network
¾ Connecting to a Serial Device
¾ LED Indicators

NPort 5600 Series User’s Manual Getting Started
Panel Layout
Front panel of NPort 5610-16-48V
Font panel of NPort 5630-16
Rear panel of NPort 5610-16 (AC Power)
Rear panel of NPort 5610-16 -48V (DC Power)
Reset Button—Press the Reset button continuously for 5 sec to load factory defaults: Use a
pointed object, such as a straightened paper clip or toothpick, to press the reset button. This will
cause the Ready LED to blink on and off. The factory defaults will be loaded once the Ready LED
stops blinking (after about 5 seconds). At this point, you should release the reset button.
2-2

NPort 5600 Series User’s Manual Getting Started
Connecting the Hardware
This section describes how to connect NPort 5600 Series to serial devices for first time testing
purposes. We cover Wiring Requirements, Connecting NPort 5610/30-16/8’s Power,
Connecting NPort 5610-16/8-48V’s Power, Grounding NPort 561-16/8-48V, Connecting to
the Network, Connecting to a Serial Device, and LED Indicators.
Wiring Requirements
Safety First!
Be sure to disconnect the power cord before installing and/or wiring your NPort 5600.
Wiring Caution!
Calculate the maximum possible current in each power wire and common wire. Observe all electrical
codes dictating the maximum current allowable for each wire size.
If the current goes above the maximum ratings, the wiring could overheat, causing serious damage to
your equipment.
Temperature Caution!
Please take care when handling NPort 5600. When plugged in, NPort 5600’s internal components
generate heat, and consequently the casing may feel hot to the touch.
You should also pay attention to the following points:
z Use separate paths to route wiring for power and devices. If power wiring and device wiring
paths must cross, make sure the wires are perpendicular at the intersection point.
NOTE: Do not run signal or communication wiring and power wiring in the same wire
conduit. To avoid interference, wires with different signal characteristics should be routed
separately.
z You can use the type of signal transmitted through a wire to determine which wires should be
kept separate. The rule of thumb is that wiring that shares similar electrical characteristics can
be bundled together.
z Keep input wiring and output wiring separate.
z Where necessary, it is strongly advised that you label wiring to all devices in the system.
Connecting NPort 5610/30-16/8’s Power
Connect NPort 5610/30-16/8’s 100-240 VAC power line with its AC connector. If the power is
properly supplied, the “Ready” LED will show a solid red color until the system is ready, at which
time the “Ready” LED will change to a green color.
2-3

NPort 5600 Series User’s Manual Getting Started
Connecting NPort 5610-16/8-48V’s Power
To connect NPort 5610-16/8-48V’s power cord with its terminal block, follow the steps given
below:
V+ V-
ON OFF
1. Loosen the screws on the V+ and V- terminals of NPort 5610-16/8-48V’s terminal block.
2. Connect the power cord’s 48 VDC wire to the terminal block’s V+ terminal, and the
power cord’s DC Power Ground wire to the terminal block’s V- terminal, and then
tighten the terminal block screws. (Note: NPort 5610-16/8-48V can still operate even if
the DC 48V and DC Power Ground are reversed.)
If the power is properly supplied, the “Ready” LED will show a solid red color until the system is
ready, at which time the “Ready” LED will change to a green color.
NOTE You should use 8 kg-cm of screw torque and 22-14 AWG of suitable electric wire to connect NPort
5610-16/8-48V’s power cord to its terminal block.
Grounding NPort 5610-16/8-48V
Grounding and wire routing helps limit the effects of noise due to electromagnetic interference
(EMI). Run the ground connection from the ground screw to the grounding surface prior to
connecting devices.
V+ V-
SG
ON OFF
The Shielded Ground (sometimes called Protected Ground) contact is the
second contact from the right of the 5-pin power terminal block connector
located on the rear panel of NPort 5610-16-48V/5610-8-48V. Connect the SG
wire to the Earth ground.
This product is intended to be mounted to a well-grounded mounting surface such as a metal panel.
Connecting to the Network
Connect one end of the Ethernet cable to NPort 5600’s 10/100M Ethernet port and the other end of
the cable to the Ethernet network. There are 2 LED indicators located on the bottom left and right
corners of the Ethernet connector. If the cable is properly connected, NPort 5600 will indicate a
valid connection to the Ethernet in the following ways:
The bottom right corner LED indicator maintains a solid green color when the cable is
properly connected to a 100 Mbps Ethernet network.
2-4

NPort 5600 Series User’s Manual Getting Started
The bottom left corner LED indicator maintains a solid orange color when the cable is
properly connected to a 10 Mbps Ethernet network.
Connecting to a Serial Device
Connect the serial data cable between NPort 5600 and the serial device.
LED Indicators
The front panels of NPort 5600 have several LED indicators, as described in the following table.
LED Name LED Color LED Function
off Power is off, or power error condition exists.
Steady on: Power is on and NPort is booting up.
red Blinking: Indicates an IP conflict, or DHCP or BOOTP
server did not respond properly.
Steady on: Power is on and NPort is functioning normally.
Ready
green Blinking: The NPort has been located by NPort
Administrator’s Location function.
orange Serial port is receiving data.
green Serial port is transmitting data.
1-16
off No data is being transmitted or received through the serial
port.
Real Time Clock
NPort 5600’s real time clock is powered by a lithium battery. We strongly recommend that you do
not replace the lithium battery without the presence of Moxa’s technical support engineers. If you
need a battery change, contact Moxa for assistance.
There is risk of explosion if the battery is replaced by an incorrect type. You need to dispose used
batteries according to the instructions.
2-5

3
3
Chapter 3 Initial IP Address Configuration
When setting up your NPort 5600 for the first time, the first thing you should do is configure the
IP address. This chapter introduces several methods to configure NPort’s IP address. Select the
method that is the most convenient for you. For more details about network settings, see the
Network Settings section from Chapter 5, Web Console Configuration.
This chapter includes the following sections:
Initializing NPort’s IP Address
Factory Default IP Address
LCM Display Å recommended configuration method
NPort Administration Suite Å recommended configuration method
ARP
Telnet Console

NPort 5600 Series User’s Manual Initial IP Address Configuration
Initializing NPort’s IP Address
1. Determine whether your NPort needs to use a Static IP or Dynamic IP (either DHCP or
BOOTP application).
2. If NPort is used in a Static IP environment, you can use NPort Administration Suite, ARP,
Web Console, or Telnet Console to configure the new IP address.
3. If NPort is used in a Dynamic IP environment, you can use NPort Administration suite, Web
Console, or Telnet Console to configure NPort to get an IP address dynamically with DHCP,
DHCP/BOOTP, or BOOTP.
Consult your network administrator on how to reserve a fixed IP address (for your NPort) in the
MAC-IP mapping table when using a DHCP Server or BOOTP Server. In most applications, you
should assign a fixed IP address to your NPort.
Factory Default IP Address
NPort products are configured with the following default private IP address:
Default IP address: 192.168.127.254
(IP addresses of the form 192.168.xxx.xxx are referred to as private IP addresses, since it is not
possible to directly access a device configured with a private IP address from a public network.
For example, you would not be able to ping such a device from an outside Internet connection.
NPort applications that require sending data over a public network, such as the Internet, require
setting up the server with a valid public IP address, which can be leased from a local ISP.)
LCM Display
We recommend using the LCM display and four push buttons to configure the IP address for the
first time.
Basic Operation
If the NPort is working properly, the LCM panel will display a green color. The red Ready LED
will also light up, indicating that the NPort is receiving power. After the red Ready LED turns
green, you will see a display similar to:
N P 5 6 1 0 - 1 6 _ 3 8
1 9 2 . 1 6 8 . 1 2 7 . 2 5 4
This is where
• NP5610-16 is the NPort’s name
• 38 is the NPort’s serial number
• 192.168.127.254 is the NPort’s IP address
3-2

NPort 5600 Series User’s Manual Initial IP Address Configuration
There are four push buttons on NPort’s nameplate. Going from left to right, the buttons are:
Button Name Action
MENU menu activates the main menu, or returns to an upper level
U up cursor scrolls up through a list of items shown on the LCM panel’s second line
V down cursor scrolls down through a list of items shown on the LCM panel’s second
line
SEL select selects the option listed on the LCM panel’s second line
The buttons are manipulated in a manner similar to the way a modern cellular phone operates. As
you move through the various functions and setting options, note that the top line shows the
current menu or submenu name, and the bottom line shows the submenu name or menu item that is
activated by pressing the SEL button.
Detailed Menu Options
The best way to explain all of NPort’s LCM functions is to refer to the table shown on the next
page. There are three main levels—1, 2, and 3—with each level represented by a separate column.
The first thing to remember is that the MENU button is used to move back and forth between the
LCM panel’s default screen, and main menu screen:
N P 5 6 1 0 - 1 6 _ 3 8
1 9 2 . 1 6 8 . 1 2 7 . 2 5 4
M a i n M e n U
S e r v e r s e t t i n g ↓
In addition, you only need to remember to:
• Use the SEL button to move up one level (i.e., left to right on the tree graph)
• Use the MENU button to move down one level (i.e., right to left on the tree graph)
• Use the cursor keys, U and V, to scroll between the various options within a level (i.e.,
up and down on the tree graph).
3-3

NPort 5600 Series User’s Manual Initial IP Address Configuration
As you use the buttons to operate the LCM display, you will notice that with very few
exceptions, moving up one level causes the bottom line of the display to move to the top
line of the display. You will also notice that the bottom three options in level 2, and all of
the options in level 3 have either a C or D attached. The meaning is as follows:
• C = configurable (i.e., you are allowed to change the setting of this option)
• D = display only (i.e., the setting for this option is displayed, but it cannot be changed)
This does NOT necessarily mean that the number doesn’t change; only that you can’t change
it.
Level 1 Level 2 Level 3
Main Menu
Server
setting
Serial number
Server name
Firmware ver
Model name
D
C
D
D
Network
setting
Ethernet status
MAC address
IP config
IP address
Netmask
Gateway
DNS server 1
DNS server 2
D
D
C
C
C
C
C
C
Serial set Select port
Baud rate
Data bit
Stop bit
Parity
Flow control
Tx/Rx fifo
Interface
Tx/Rx bytes
Line status
C
C
C
C
C
C
C
C
D
D
Select port
Select mode
[mode]
C
C
Op Mode set
Real COM
Alive timeout
Max connection
Delimiter 1
Delimiter 2
Force Tx
TCP server
Alive timeout
Inact. time
Max connection
Delimiter 1
Delimiter 2
Force Tx
Local TCP port
Command port
TCP client
Alive timeout
Inact. time
Delimiter 1
Delimiter 2
Force Tx
Dest IP-1
TCP port-1
Dest IP-2
TCP port-2
Dest IP-3
TCP port-3
Dest IP-4
TCP port-4
TCP connect
UDP svr/cli
Delimiter 1
Delimiter 2
Force Tx
Dest IP start-1
Dest IP end-1
Dest port-1
Dest IP start-2
Dest IP end-2
Dest port-2
Dest IP start-3
Dest IP end-3
Dest port-3
Dest IP start-4
Dest IP end-4
Dest port-4
Local port
C
C
C
C
C
C
C
C
C
C
C
C
C
C
C
C
Console Web console
Telnet console
C
C
Ping C
Save/Restart C
3-4

NPort 5600 Series User’s Manual Initial IP Address Configuration
The part of the LCM operation that still requires some explanation is how to edit the
configurable options. In fact, you will only encounter two types of configurable options.
The first type involves entering numbers, such as IP addresses, Netmasks, etc. In this case,
you change the number one digit at a time. The up cursor (U) is used to decrease the
highlighted digit, the down cursor (V) is used to increase the highlighted digit, and the sel
button is used to move to the next digit. When the last digit has been changed, pressing sel
simply enters the number into NPort 5600 Series’ memory.
The second type of configurable option is when there are only a small number of options
from which to choose (although only one option will be visible at a time). Consider the
Parity attribute under Serial set as an example. Follow the tree graph to arrive at the
following Parity screen. The first option, None, is displayed, with a down arrow all the way
to the right. This is an indication that there are other options from which to choose.
P a r i t Y
N O n e ↓
Press the down cursor button once to see Odd as the second option.
P a r i t Y ↑
O d d ↓
Press the down cursor button again to see Even as the third option.
P A R I T Y ↑
E v e n ↓
Press the down cursor button again to see Space as the fourth option.
P A R I T Y ↑
S p a c e ↓
Press the down cursor button yet again to see the last option, Mark.
P A R I T Y ↑
M a r k
To choose the desired option, press the SEL button when the option is showing on the screen.
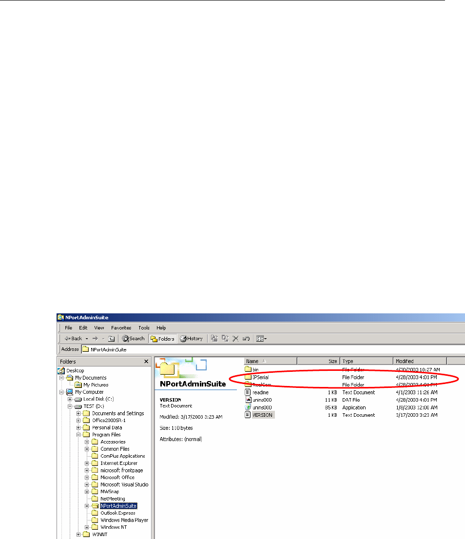
NPort Administration Suite
NPort Administration Suite consists of some useful utility programs that are used to configure and
manage your NPorts.
See Chapter 6 for details on how to install NPort Administration Suite, and how to use this
suite of useful utilities to set up IP addresses and configure your NPort.
ARP
You can make use of the ARP (Address Resolution Protocol) command to set up an IP address for
your NPort. The ARP command tells your computer to associate the NPort’s MAC address with
the intended IP address. You must then use Telnet to access the NPort, at which point the Device
Server’s IP address will be reconfigured.
3-5

NPort 5600 Series User’s Manual Initial IP Address Configuration
In order to use this setup method, both your computer and NPort must be connected to the same LAN.
Or, you may use a cross-over Ethernet cable to connect the NPort directly to your computer’s Ethernet
card.
Your NPort must be configured with the factory default IP address—192.168.127.254—before
executing the ARP command, as described below.
Take the following steps to use ARP to configure the IP address:
1. Obtain a valid IP address for your NPort from your network administrator.
2. Obtain the NPort’s MAC address from the label on its bottom panel.
3. Execute the ‘arp -s’ command from your computer’s MS-DOS prompt by typing:
arp –s 192.168.200.100 00-90-E8-xx-xx-xx
This is where 192.168.200.100 is the new IP address and 00-90-E8-xx-xx-xx is the MAC address
for your NPort. You will need to change both numbers, as described above in points 1 and 2.
4. Next, execute a special Telnet command by typing:
telnet 192.168.200.100 6000
After issuing this command, a Connect failed message
will appear, as shown here. After the NPort reboots, its IP
address should be updated to the new address, and you
can reconnect using either Telnet, Web, or Administrator
to check that the update was successful.
Telnet Console
Depending on how your computer and network are configured, you may find it convenient to use
network access to set up your NPort’s IP address. This can be done using the Telnet program.
Figures in this section will use 5610-8 as an example.
1. From the Windows desktop, click on Start and then select Run.
2. Type telnet 192.168.127.254 (use the
correct IP address if different from the default) in
the Open text input box, and then click OK.
3-6

NPort 5600 Series User’s Manual Initial IP Address Configuration
3. When the Telnet window opens, if you are prompted to
input the Console password, input the password and then
press Enter.
Note that this page will only appear if the NPort is
password protected.
4. Type 2 to select Network settings, and then press
Enter.
5. Type 1 to select IP address and then press Enter.
6. Use the Backspace key to erase the current IP
address, type in the new IP address, and then press
Enter.
3-7

NPort 5600 Series User’s Manual Initial IP Address Configuration
7. Press any key to continue…
8. Type m or M and then press Enter to return to the
main menu.
9. Type s or S and then press Enter to Save/Restart
the system.
10. Type y or Y and then press Enter to save the new
IP address and restart NPort.
3-8

4
4
Chapter 4 Choosing the Proper Operation Mode
In this section, we describe the various NPort operation modes. The options include an operation
mode that uses a driver installed on the host computer, and operation modes that rely on TCP/IP
socket programming concepts. After choosing the proper operating mode in this chapter, refer to
Chapter 5 for detailed configuration parameter definitions.
Overview
TCP Server Mode
TCP Client Mode
UDP Mode
Real COM Mode

NPort 5600 Series User’s Manual Choosing the Proper Operation Mode
Overview
NPort Device Servers network-enable traditional RS-232/422/485 devices, in which a Device
Server is a tiny computer equipped with a CPU, real-time OS, and TCP/IP protocols that can
bi-directionally translate data between the serial and Ethernet formats. Your computer can access,
manage, and configure remote facilities and equipment over the Internet from anywhere in the
world.
Traditional SCADA and data collection systems rely on serial ports (RS-232/422/485) to collect
data from various kinds of instruments. Since NPort Serial Device Servers network-enable
instruments equipped with an RS-232/422/485 communication port, your SCADA and data
collection system will be able to access all instruments connected to a standard TCP/IP network,
regardless of whether the devices are used locally or at a remote site.
NPort is an external IP-based network device that allows you to expand the number of serial ports
for a host computer on demand. As long as your host computer supports the TCP/IP protocol, you
won’t be limited by the host computer’s bus limitation (such as ISA or PCI), or lack of drivers for
various operating systems.
In addition to providing socket access, NPort also comes with a Real COM/TTY driver that
transmits all serial signals intact. This means that your existing COM/TTY-based software can be
preserved, without needing to invest in additional software.
In addition to providing socket access, as long as your host computer supports the TCP/IP protocol,
you won’t be limited by the host computer’s bus limitation (such as ISA or PCI), or lack of drivers
for various operating systems.
Three different Socket Modes are available: TCP Server, TCP Client, and UDP Server/Client. The
main difference between the TCP and UDP protocols is that TCP guarantees delivery of data by
requiring the recipient to send an acknowledgement to the sender. UDP does not require this type
of verification, making it possible to offer speedier delivery. UDP also allows multicasting of data
to groups of IP addresses.
TCP Server Mode
In TCP Server mode, NPort provides a unique IP:Port
address on a TCP/IP network. NPort waits passively to
be contacted by the host computer, allowing the host
computer to establish a connection with and get data
from the serial device. This operation mode also
supports up to 4 simultaneous connections, so that
multiple hosts can collect data from the same serial
device—at the same time.
As illustrated in the figure, data transmission proceeds
as follows:
1. The host requests a connection from the NPort
configured for TCP Server Mode.
2. Once the connection is established, data can be
transmitted in both directions—from the host to
the NPort, and from the NPort to the host.
4-2

NPort 5600 Series User’s Manual Choosing the Proper Operation Mode
TCP Client Mode
In TCP Client mode, NPort can actively establish a
TCP connection to a pre-defined host computer
when serial data arrives.
After the data has been transferred, NPort can
automatically disconnect from the host computer by
using the TCP alive check time or Inactivity time
settings. Refer to Chapter 5 for more details
As illustrated in the figure, data transmission
proceeds as follows:
1. The NPort configured for TCP Client Mode
requests to connect to the host.
2. Once the connection is established, data can be
transmitted in both directions—from the host to
the NPort, and from the NPort to the host.
UDP Mode
Compared to TCP communication, UDP is faster
and more efficient. In UDP mode, you can
unicast or multicast data from the serial device to
one or multiple host computers, and the serial
device can also receive data from multiple host
computers, making this mode ideal for message
display applications.
Real COM Mode
NPort comes equipped with COM drivers that work
with Windows 95/98/ME/NT/2000/XP systems, and
also TTY drivers for Linux systems. The driver
establishes a transparent connection between host and
serial device by mapping the IP:Port of the NPort’s
serial port to a local COM/TTY port on the host
computer. This operation mode also supports up to 4
simultaneous connections, so that multiple hosts can
collect data from the same serial device at the same
time.
4-3

NPort 5600 Series User’s Manual Choosing the Proper Operation Mode
The driver used for Real COM Mode comes with the NPort Windows Administrator which will
install automatically on your computer when you install NPort Administration Suite.
The important point is that Real COM Mode allows users to continue using RS-232/422/485 serial
communications software that was written for pure serial communications applications. The driver
intercepts data sent to the host’s COM port, packs it into a TCP/IP packet, and then redirects it
through the host’s Ethernet card. At the other end of the connection, the NPort accepts the Ethernet
frame, unpacks the TCP/IP packet, and then transparently sends it to the appropriate serial device
attached to one of the NPort’s serial ports.
Real COM Mode allows several hosts to have access control of the same NPort. The Moxa driver that
comes with your NPort controls host access to attached serial devices by checking the host’s IP
address.
Refer to Accessible IP Settings in Chapter 5 for more details.
4-4

5
5
Chapter 5 Web Console Configuration
The Web Console is the most user-friendly method available to configure NPort 5600 Series. This
chapter will introduce the Web Console function groups and function definitions. The figures in
this chapter were borrowed from the manual for NPort 5200, which uses the same Web Console
user interface as NPort 5600.
Opening Your Browser
Basic Settings
Network Settings
Serial Settings
Operating Settings
¾ Real COM Mode
¾ TCP Server Mode
¾ TCP Client Mode
¾ UDP Mode
Accessible IP Settings
Auto Warning Settings
¾ Auto warning: E-mail and SNMP Trap
¾ Event Type
Change Password
Load Factory Default

NPort 5600 Series User’s Manual Web Console Configuration
Opening Your Browser
1. Open your browser with the cookie function enabled. (To enable your browser for cookies,
right click on your desktop Internet Explorer icon, select Properties, click on the Security tab,
and then select the three Enable options as shown in the figure below.)
2. Type 192.168.127.254 in the Address
input box (use the correct IP address if different
from the default), and then press Enter.
3. Input the password if prompted. The password
will be transmitted with MD5 encryption over
the Ethernet.
Note that you will not be prompted to enter the
password if the NPort is not currently
password protected.
5-2

NPort 5600 Series User’s Manual Web Console Configuration
4. The NPort 5600 homepage will open. On this page, you can see a brief description of the Web
Console’s nine function groups.
If you can’t remember the password, the ONLY way to start configuring NPort is to load factory
defaults by using the Reset button located next to the LCM Display.
Remember to use Windows Administrator to export the configuration file when you have finished
the configuration. After using the Reset button to load factory defaults, your configuration can be
easily reloaded into NPort by using the Windows Administrator Import function. Refer to Chapter
6 for more details about using the Export and Import functions.
If your NPort application requires using password protection, you must enable the cookie function
in your browser. If the cookie function is disabled, you will not be allowed to enter the Web
Console Screen.
5-3

NPort 5600 Series User’s Manual Web Console Configuration
Basic Settings
Server name
Setting Factory Default Necessity
1 to 39 characters NP[model name]-[Port No.]_ [Serial No.] Optional
This option is useful for specifying the location or application of different NPorts.
Time
NPort 5600 has a built-in Real-Time Clock for time calibration functions. Functions such as Auto
warning “Email” or “SNMP Trap” can add real-time information to the message.
First time users should select the time zone first. The Console will display the “real time”
according to the time zone compared to GMT.
If you would like to modify the real time clock, select “Local Time.” NPort’s firmware will
modify the GMT time according to the Time Zone.
Time zone
Setting Factory Default Necessity
User selectable time zone GMT (Greenwich Mean Time) Optional
Local time
Setting Factory Default Necessity
User adjustable time.
(1900/1/1-2037/12/31) GMT (Greenwich Mean Time) Optional
5-4

NPort 5600 Series User’s Manual Web Console Configuration
Click on the Modify button to open the
Modify time settings window to input
the correct local time.
Time server
Setting Factory Default Necessity
IP or Domain address
(E.g., 192.168.1.1 or time.stdtime.gov.tw)
None Optional
NPort 5600 uses SNTP (RFC-2030) for auto time calibration.
Input the correct “Time server” IP address or domain address. Once NPort is configured with the
correct Time Server address, NPort will request time information from the “Time server” every 10
minutes.
Console
The “Disable” option for Web Console and Telnet Console is included for security reasons. In
some cases, you may want to Disable one or both of these Console utilities as an extra precaution
to prevent unauthorized users from accessing your NPort. The factory default for both Web
Console and Telnet Console is Enable.
Setting Factory Default Necessity
Enable or Disable Enable Required
If you disable both the “Web Console” and “Telnet Console,” you can still use the LCM Display
to configure NPort locally, or Windows Administrator to configure NPort either locally or
remotely over the network.
5-5

NPort 5600 Series User’s Manual Web Console Configuration
Network Settings
You must assign a valid IP address to NPort 5600 before it will work in your network environment.
Your network system administrator should provide you with an IP address and related settings for
your network. The IP address must be unique within the network (otherwise, NPort 5600 will not
have a valid connection to the network). First time users can refer to Chapter 3, Initial IP Address
Configuration, for more information.
You can choose from four possible IP Configuration modes—Static, DHCP, DHCP/BOOTP, and
BOOTP—located under the web console screen’s IP configuration drop-down box.
Method Function Definition
Static User defined IP address, Netmask, Gateway.
DHCP DHCP Server assigned IP address, Netmask, Gateway, DNS, and Time
Server
DHCP/BOOTP DHCP Server assigned IP address, Netmask, Gateway, DNS, and Time
Server, or BOOTP Server assigned IP address (if the DHCP Server does not
respond)
BOOTP BOOTP Server assigned IP address
IP Address
Setting Factory Default Necessity
E.g., 192.168.1.1
(IP addresses of the form x.x.x.0 and
x.x.x.255 are invalid.)
192.168.127.254 Required
An IP address is a number assigned to a network device (such as a computer) as a permanent
address on the network. Computers use the IP address to identify and talk to each other over the
5-6

NPort 5600 Series User’s Manual Web Console Configuration
network. Choose a proper IP address which is unique and valid in your network environment.
Netmask
Setting Factory Default Necessity
E.g., 255.255.255.0 255.255.255.0 Required
A subnet mask represents all the network hosts at one geographic location, in one building, or on
the same local area network. When a packet is sent out over the network, the NPort will use the
subnet mask to check if the desired TCP/IP host specified in the packet is on the local network
segment. If the address is on the same network segment as the NPort, a connection is established
directly from the NPort. Otherwise, the connection is established through the given default
gateway.
Gateway
Setting Factory Default Necessity
E.g., 192.168.1.1 None Optional
A gateway is a network gateway that acts as an entrance to another network. Usually, the
computers that control traffic within the network or at the local Internet service provider are
gateway nodes. NPort needs to know the IP address of the default gateway computer in order to
communicate with the hosts outside the local network environment. For correct gateway IP
address information, consult the network administrator.
IP Configuration
Setting Factory Default Necessity
Static
DHCP
DHCP/BOOTP
BOOTP
Static Required
In Dynamic IP environments, the firmware will retry 3 times every 30 seconds until network
settings are assigned by the DHCP or BOOTP server. The Timeout for each try increases from 1
second, to 3 seconds, to 5 seconds.
If the DHCP/BOOTP Server is unavailable, the firmware will use the default IP address
(192.168.127.254), Netmask, and Gateway for IP settings.
DNS server 1 / DNS server 2
Setting Factory Default Necessity
E.g., 192.168.1.1
(IP addresses of the form x.x.x.0 and
x.x.x.255 are invalid.)
None Optional
When the user wants to visit a particular website, the computer asks a Domain Name System
(DNS) server for the website’s correct IP address, and the computer uses the response to connect
to the web server. DNS is the way that Internet domain names are identified and translated into IP
addresses. A domain name is an alphanumeric name, such as moxa.com, that it is usually easier to
remember. A DNS server is a host that translates this kind of text-based domain name into the
numeric IP address used to establish a TCP/IP connection.
In order to use NPort’s DNS feature, you need to configure the DNS server. Doing so allows
NPort to use a host’s domain name to access the host. NPort provides DNS server 1 and DNS
5-7

NPort 5600 Series User’s Manual Web Console Configuration
server 2 configuration items to configure the IP address of the DNS server. DNS server 2 is
included for use when DNS server 1 is unavailable.
NPort plays the role of DNS client, in the sense that the NPort will actively query the DNS server
for the IP address associated with a particular domain name. Functions that support domain name
in NPort are Time sever, Destination IP Address in TCP Client mode, Mail Server, SNMP
trap server, and Auto report to IP.
SNMP Settings
Community name
Setting Factory Default Necessity
1 to 39 characters
(E.g., Support, 886-89191230 #300)
public Optional
A community name is a plain-text password mechanism that is used to weakly authenticate queries
to agents of managed network devices.
Contact
Setting Factory Default Necessity
1 to 39 characters
(E.g., Support, 886-89191230 #300)
None Optional
The SNMP contact information usually includes an emergency contact name and telephone or
pager number.
Location
Setting Factory Default Necessity
1 to 39 characters
(E.g., Floor 1, office 2)
None Optional
Specify the location string for SNMP agents such as NPort. This string is usually set to the street
address where the NPort is physically located.
IP Address Report
When NPort 5600 series products are used in a dynamic IP environment, users must spend more
time with IP management tasks. For example, if NPort works as a server (TCP or UDP), then the
host, which acts as a client, must know the IP address of the server. If the DHCP server assigns a
new IP address to NPort, the host must have some way of determining NPort’s new IP address.
NPort 5000 series products help out by periodically reporting their IP address to the IP location
server, in case the dynamic IP has changed. The parameters shown below are used to configure the
Auto IP report function. There are two ways to develop an “Auto IP report Server” to receive
NPort’s Auto IP report.
1. Use NPort Administrator’s IP Address Report function.
2. “Auto IP report protocol,” which can automatically receive the Auto IP report on a regular
basis, is also available to help you develop your own software. Refer to Appendix E for the
“Auto IP report protocol”.
5-8

NPort 5600 Series User’s Manual Web Console Configuration
Auto report to IP
Setting Factory Default Necessity
E.g., 192.168.1.1
(IP addresses of the form x.x.x.0 and
x.x.x.255 are invalid.)
None Optional
Reports generated by the Auto report function will be sent automatically to this IP address.
Auto report to TCP port
Setting Factory Default Necessity
E.g., 4001 None Optional
Auto report period
Setting Factory Default Necessity
Time interval (in seconds) 10 Optional
Serial Settings
Click on Serial Settings, located under Main Menu, to display serial port settings for ports 1 and
2.
NOTE: Since this figure was borrowed from the manual of NPort 5200, which has only 2 RS-232
ports, there are only 2 ports shown in this figure. Once you have completed the hardware
installation of NPort 5600, there should be either 16 or 8 ports shown in the figure, depending on
the model you installed. The steps for changing the settings of the other ports are the same as those
for Port 1 and Port 2.
To modify serial settings for a particular port, click on either Port 1 or Port 2 under Serial
Settings, located under Main Menu on the left side of the browser window
5-9

NPort 5600 Series User’s Manual Web Console Configuration
Port alias
Setting Factory Default Necessity
1 to 15 characters
(E.g., PLC-No.1)
None Optional
“Port Alias” is specially designed to allow easy identification of the serial devices which are
connected to NPort’s serial port.
Serial Parameters
Check the serial communication parameters in your Serial Device’s user’s manual. You should
set up NPort’s serial parameters with the same communication parameters used by your serial
devices.
Baud rate
Setting Factory Default Necessity
50 bps to115.2 Kbps 115.2 Kbps Required
Data bits
Setting Factory Default Necessity
5, 6, 7, 8 8 Required
When the user sets Data bits to 5 bits, the stop bits setting will automatically change to 1.5 bits.
Stop bits
Setting Factory Default Necessity
1, 2 1 Required
Stop bits will be set to 1.5 when Data bits is set to 5 bits.
Parity
Setting Factory Default Necessity
None, Even, Odd, Space, Mark None Required
5-10

NPort 5600 Series User’s Manual Web Console Configuration
Flow control
Setting Factory Default Necessity
None, RTS/CTS, DTR/DSR, Xon/Xoff RTS/CTS Required
FIFO
Setting Factory Default Necessity
Enable, Disable Enable Required
NPort’s serial ports provide a 16-byte FIFO both in the Tx and Rx directions. Disable the FIFO
setting when your serial device does not have a FIFO to prevent data loss during communication.
Interface
Setting Factory Default Necessity
NPort 5610-16/8: RS-232 only RS-232 only Required
NPort 5630-16/8: RS-422/485 only 4-wire 485 Required
Operating Settings
Press Operating Settings located under Main Menu, to display the operating settings for all of
NPort’s serial ports.
5-11

NPort 5600 Series User’s Manual Web Console Configuration
Real COM Mode
TCP alive check time
Setting Factory Default Necessity
0 to 99 min 7 min Optional
0 min: TCP connection is not closed due to an idle TCP connection.
1 to 99 min: NPort automatically closes TCP connection if there is no TCP activity for the given
time. After the connection is closed, NPort starts listening for another Real COM driver
connection from another host.
Max connection
Setting Factory Default Necessity
1, 2, 3, 4 1 Required
Max connection is usually used when the user needs to receive data from different hosts
simultaneously. The factory default is 1. In this case, only one specific host can access this port of
the NPort, and the Real COM driver on that host will have full control over the port.
Max. connection 1:
Allows only 1 host’s Real COM driver to open the specific NPort serial port.
Max connection 2 to 4:
Allows 2 to 4 hosts’ Real COM drivers to open the specific NPort serial port at the same time.
When multiple hosts’ Real COM drivers open the serial port at the same time, the COM driver
only provides a pure data tunnel without control ability. That is, this serial port parameter will use
firmware’s settings, not depend on your application program (AP).
Application software that is based on the COM driver will receive a driver response of “success”
when the software uses any of the Win32 API functions. The firmware will only send the data
back to the driver on the host.
Data will be sent first-in-first-out when data comes into the NPort from the Ethernet interface.
5-12

NPort 5600 Series User’s Manual Web Console Configuration
Delimiter 1
Setting Factory Default Necessity
00 to FF None Optional
Delimiter 2
Setting Factory Default Necessity
00 to FF None Optional
Once the NPort receives both delimiters through its serial port, it immediately packs all data
currently in its buffer and sends it to the NPort’s Ethernet port.
Delimiter 2 is optional. If left blank, then Delimiter 1 alone trips clearing of the buffer. If the size
of the serial data received is greater than 1 KB, the NPort will automatically pack the data and
send it to the Ethernet. However, to use the delimiter function, you must at least enable Delimiter
1. If Delimiter 1 is left blank and Delimiter 2 is enabled, the delimiter function will not work
properly.
Force transmit
Setting Factory Default Necessity
0 to 65535 ms 0 ms Optional
0: Disable the force transmit timeout.
1 to 65535: Forces the NPort’s TCP/IP protocol software to try to pack serial data received during
the specified time into the same data frame.
This parameter defines the time interval during which NPort fetches the serial data from its
internal buffer. If data is incoming through the serial port, NPort stores the data in the internal
buffer. NPort transmits data stored in the buffer via TCP/IP, but only if the internal buffer is full or
if the Force transmit time interval reaches the time specified under Force transmit timeout.
The optimal Force transmit timeout depends on your application, but it must be at least larger than
one character interval within the specified baud rate. For example, assume that the serial port is set
to 1200 bps, 8 data bits, 1 stop bit, and none for parity. In this case, the total number of bits needed
to send a character is 10 bits, and the time required to transfer one character is
( 10 (bits) / 1200 (bits/s) ) * 1000 (ms/s) = 8.3 ms.
Therefore, you should set Force transmit timeout to be larger than 8.3 ms, so in this case, it must
be greater than or equal to 10 ms.
If the user wants to send the series of characters in the same packet, the serial device attached to
NPort should send that series of characters during a time interval less than the Force Transmit
timeout for NPort, and the total length of data must be less than or equal to NPort’s internal buffer
size. The serial communication buffer size for NPort is 1 KB per port.
5-13

NPort 5600 Series User’s Manual Web Console Configuration
TCP Server Mode
TCP alive check time
Setting Factory Default Necessity
0 to 99 min 7 min Optional
0 min: TCP connection is not closed due to an idle TCP connection.
1 to 99 min: NPort automatically closes the TCP connection if there is no TCP activity for the
given time. After the connection is closed, NPort starts listening for another host’s TCP
connection.
Inactivity time
Setting Factory Default Necessity
0 to 65535 ms 0 ms Optional
0 ms: TCP connection is not closed due to an idle serial line.
0-65535 ms: NPort automatically closes the TCP connection if there is no serial data activity for
the given time. After the connection is closed, NPort starts listening for another host’s TCP
connection.
This parameter defines the maintenances status as Closed or Listen on the TCP connection. The
connection is closed if there is no incoming or outgoing data through the serial port during the
specific Inactivity time.
5-14

NPort 5600 Series User’s Manual Web Console Configuration
If the Inactivity time is set to 0, the current TCP connection is kept active until a connection close
request is received. Although Inactivity time is disabled, the NPort will check the connection
status between the NPort and remote host by sending “keep alive” packets periodically. If the
remote host does not respond to the packet, NPort assumes that the connection was closed down
unintentionally. NPort will then force the existing TCP connection to close.
The Inactivity time should at least be set larger than that of Force transmit timeout. To prevent the
unintended loss of data due to the session being disconnected, it is highly recommended that this
value is set large enough so that the intended data transfer is completed.
Max connection
Setting Factory Default Necessity
1, 2, 3, 4 1 Required
Max connection is usually used when the user needs to receive data from different hosts
simultaneously. The factory default only allows 1 connection at a time.
Max. connection 1:
NPort only allows 1 host to open the TCP connection to the specific serial port.
Max connection 2 to 4:
Allows 2 to 4 host’s TCP connection request to open this NPort serial port, at the same time. When
multiple hosts establish a TCP connection to the specific serial port at the same time, NPort will
duplicate the serial data and transmit to all of the hosts. Ethernet data is sent on a first-in-first-out
basis to the serial port when data comes into NPort from the Ethernet interface.
Delimiter 1
Setting Factory Default Necessity
00 to FF None Optional
Delimiter 2
Setting Factory Default Necessity
00 to FF None Optional
Once the NPort receives both delimiters through its serial port, it immediately packs all data
currently in its buffer and sends it to the NPort’s Ethernet port.
Delimiter 2 is optional. If left blank, then Delimiter 1 alone trips clearing of the buffer. If the size
of the serial data received is greater than 1 KB, the NPort will automatically pack the data and
send it to the Ethernet. However, to use the delimiter function, you must at least enable Delimiter
1. If Delimiter 1 is left blank and Delimiter 2 is enabled, the delimiter function will not work
properly.
Force transmit
Setting Factory Default Necessity
0 to 65535 ms 0 ms Optional
0: Disable the force transmit timeout.
1 to 65535: Forces the NPort’s TCP/IP protocol software to try to pack serial data received during
the specified time into the same data frame.
5-15

NPort 5600 Series User’s Manual Web Console Configuration
This parameter defines the time interval during which NPort fetches the serial data from its
internal buffer. If data is incoming through the serial port, NPort stores the data in the internal
buffer. NPort transmits data stored in the buffer via TCP/IP, but only if the internal buffer is full or
if the Force transmit time interval reaches the time specified under Force transmit timeout.
The optimal Force transmit timeout depends on your application, but it must be at least larger than
one character interval within the specified baud rate. For example, assume that the serial port is set
to 1200 bps, 8 data bits, 1 stop bit, and none for parity. In this case, the total number of bits needed
to send a character is 10 bits, and the time required to transfer one character is
( 10 (bits) / 1200 (bits/s) ) * 1000 (ms/s) = 8.3 ms.
Therefore, you should set Force transmit timeout to be larger than 8.3 ms, so in this case, it must
be greater than or equal to 10 ms.
If the user wants to send the series of characters in the same packet, the serial device attached to
NPort should send that series of characters during a time interval less than the Force Transmit
timeout for NPort, and the total length of data must be less than or equal to NPort’s internal buffer
size. The serial communication buffer size for NPort is 1 KB per port.
Local TCP port
Setting Factory Default Necessity
1 to 65535 4001 Required
The “Local TCP port” is the TCP port that NPort uses to listen to connections, and that other
devices must use to contact NPort. To avoid conflicts with well known TCP ports, the default is
set to 4001.
Command port
Setting Factory Default Necessity
1 to 65535 966 Optional
The “Command port” is a listen TCP port for IP-Serial Lib commands from the host. In order to
prevent a TCP port conflict with other applications, the user can set the Command port to another
port if needed. IP-Serial Lib will automatically check the Command Port on NPort so that the user
does not need to configure the program.
5-16

NPort 5600 Series User’s Manual Web Console Configuration
TCP Client Mode
TCP alive check time
Setting Factory Default Necessity
0 to 99 min 7 min Optional
0 min: TCP connection is not closed due to an idle TCP connection.
1 to 99 min: NPort automatically closes the TCP connection if there is no TCP activity for the
given time.
Inactivity time
Setting Factory Default Necessity
0 to 65535 ms 0 ms Optional
0 ms: TCP connection is not closed due to an idle serial line.
0-65535 ms: NPort automatically closes TCP connection, if there is no serial data activity for the
given time.
This parameter defines the maintenances status as Closed or Listen on the TCP connection. The
connection is closed if there is no incoming or outgoing data through the serial port during the
specific Inactivity time.
If the value of inactivity time is set to 0, the current TCP connection is maintained unless there’s
no connection close request. Although the inactivity time is disabled, the NPort will check the
connection status between the NPort and remote host by sending “keep alive” packets periodically.
If the remote host does not respond to the packets, it treats the connection as being down
unintentionally. NPort will then force the existing TCP connection to close.
5-17

NPort 5600 Series User’s Manual Web Console Configuration
The Inactivity time should at least be set larger than that of Force transmit timeout. To prevent the
unintended loss of data due to the session being disconnected, it is highly recommended that this
value is set large enough so that the intended data transfer is completed.
Inactivity time is ONLY active when “TCP connection on” is set to “Any Character.”
Delimiter 1
Setting Factory Default Necessity
00 to FF None Optional
Delimiter 2
Setting Factory Default Necessity
00 to FF None Optional
Once the NPort receives both delimiters through its serial port, it immediately packs all data
currently in its buffer and sends it to the NPort’s Ethernet port.
Delimiter 2 is optional. If left blank, then Delimiter 1 alone trips clearing of the buffer. If the size
of the serial data received is greater than 1 KB, the NPort will automatically pack the data and
send it to the Ethernet. However, to use the delimiter function, you must at least enable Delimiter
1. If Delimiter 1 is left blank and Delimiter 2 is enabled, the delimiter function will not work
properly.
Force transmit
Setting Factory Default Necessity
0 to 65535 ms 0 ms Optional
0: Disable the force transmit timeout.
1 to 65535: Forces the NPort’s TCP/IP protocol software to try to pack serial data received during
the specified time into the same data frame.
This parameter defines the time interval during which NPort fetches the serial data from its
internal buffer. If data is incoming through the serial port, NPort stores the data in the internal
buffer. NPort transmits data stored in the buffer via TCP/IP, but only if the internal buffer is full or
if the Force transmit time interval reaches the time specified under Force transmit timeout.
The optimal Force transmit timeout depends on your application, but it must be at least larger than
one character interval within the specified baud rate. For example, assume that the serial port is set
to 1200 bps, 8 data bits, 1 stop bit, and none for parity. In this case, the total number of bits needed
to send a character is 10 bits, and the time required to transfer one character is
( 10 (bits) / 1200 (bits/s) ) * 1000 (ms/s) = 8.3 ms.
Therefore, you should set Force transmit timeout to be larger than 8.3 ms, so in this case, it must
be greater than or equal to 10 ms.
If the user wants to send the series of characters in the same packet, the serial device attached to
5-18

NPort 5600 Series User’s Manual Web Console Configuration
NPort should send that series of characters during a time interval less than the Force Transmit
timeout for NPort, and the total length of data must be less than or equal to NPort’s internal buffer
size. The serial communication buffer size for NPort is 1 KB per port.
Destination IP address 1
Setting Factory Default Necessity
IP address or Domain Address
(E.g., 192.168.1.1)
None Required
Allows NPort to connect actively to the remote host whose address is set by this parameter.
Destination IP address 2/3/4
Setting Factory Default Necessity
IP address or Domain Address
(E.g., 192.168.1.1)
None Optional
Allows NPort to connect actively to the remote host whose address is set by this parameter.
Up to 4 connections can be established between NPort and hosts. The connection speed or
throughput may be low if one of the four connections is slow, since the 1 slow connection will
slow down the other 3 connections.
The “Destination IP address” parameter can use both IP address and Domain Name. For some
applications, the user may need to send the data actively to the remote destination domain name.
TCP connect on
Setting Factory Default Necessity
Startup,
Any Character
None Optional
Startup: Attempts to establish a TCP connection as soon as the NPort is powered on.
Any Character: Attempts to establish a TCP connection as soon as the NPort starts receiving serial
data.
5-19

NPort 5600 Series User’s Manual Web Console Configuration
UDP Mode
Delimiter 1
Setting Factory Default Necessity
00 to FF None Optional
Delimiter 2
Setting Factory Default Necessity
00 to FF None Optional
Once the NPort receives both delimiters through its serial port, it immediately packs all data
currently in its buffer and sends it to the NPort’s Ethernet port.
Delimiter 2 is optional. If left blank, then Delimiter 1 alone trips clearing of the buffer. If the size
of the serial data received is greater than 1 KB, the NPort will automatically pack the data and
send it to the Ethernet. However, to use the delimiter function, you must at least enable Delimiter
1. If Delimiter 1 is left blank and Delimiter 2 is enabled, the delimiter function will not work
properly.
Force transmit
Setting Factory Default Necessity
0 to 65535 ms 0 ms Optional
0: Disable the force transmit timeout.
1 to 65535: Forces the NPort’s TCP/IP protocol software to try to pack serial data received during
the specified time into the same data frame.
This parameter defines the time interval during which NPort fetches the serial data from its
internal buffer. If data is incoming through the serial port, NPort stores the data in the internal
buffer. NPort transmits data stored in the buffer via TCP/IP, but only if the internal buffer is full or
if the Force transmit time interval reaches the time specified under Force transmit timeout.
The optimal Force transmit timeout depends on your application, but it must be at least larger than
one character interval within the specified baud rate. For example, assume that the serial port is set
5-20

NPort 5600 Series User’s Manual Web Console Configuration
to 1200 bps, 8 data bits, 1 stop bit, and none for parity. In this case, the total number of bits needed
to send a character is 10 bits, and the time required to transfer one character is
( 10 (bits) / 1200 (bits/s) ) * 1000 (ms/s) = 8.3 ms.
Therefore, you should set Force transmit timeout to be larger than 8.3 ms, so in this case, it must
be greater than or equal to 10 ms.
If the user wants to send the series of characters in the same packet, the serial device attached to
NPort should send that series of characters during a time interval less than the Force Transmit
timeout for NPort, and the total length of data must be less than or equal to NPort’s internal buffer
size. The serial communication buffer size for NPort is 1 KB per port.
Destination IP address 1
Setting Factory Default Necessity
Begin: Empty
End: Empty
IP address range
E.g., Begin: 192.168.1.1
End: 192.168.1.10 Port: 4001
Required
Destination IP address 2/3/4
Setting Factory Default Necessity
Begin: Empty
End: Empty
IP address range
E.g., Begin: 192.168.1.11
End: 192.168.1.20 Port: 4001
Optional
Local listen port
Setting Factory Default Necessity
1 to 65535 4001 Required
The UDP port that NPort listens to, and that other devices must use to contact NPort. To avoid conflicts
with well known UDP ports, the default is set to 4001.
5-21

NPort 5600 Series User’s Manual Web Console Configuration
Accessible IP Settings
NPort has an IP address based filtering method to control access to itself.
Accessible IP Settings allows you to add or block remote host IP addresses to prevent
unauthorized access. Access to NPort is controlled by IP address. That is, if a host’s IP address is
in the accessible IP table, then the host will be allowed to access the NPort. You can allow one of
the following cases by setting the parameter.
z Only one host with a specific IP address can access the NPort
Enter “IP address/255.255.255.255” (e.g., “192.168.1.1/255.255.255.255”).
z Hosts on a specific subnet can access the NPort
Enter “IP address/255.255.255.0” (e.g., “192.168.1.0/255.255.255.0”).
z Any host can access the NPort
Disable this function. Refer to the following table for more details about the configuration
example.
Allowable Hosts Input format
Any host Disable
192.168.1.120 192.168.1.120 / 255.255.255.255
192.168.1.1 to 192.168.1.254 192.168.1.0 / 255.255.255.0
192.168.0.1 to 192.168.255.254 192.168.0.0 / 255.255.0.0
192.168.1.1 to 192.168.1.126 192.168.1.0 / 255.255.255.128
192.168.1.129 to 192.168.1.254 192.168.1.128 / 255.255.255.128
5-22

NPort 5600 Series User’s Manual Web Console Configuration
Auto Warning Settings
Auto warning: E-mail and SNMP Trap
Mail Server
Mail server
Setting Factory Default Necessity
IP or Domain Name None Optional
User name
Setting Factory Default Necessity
1 to 15 characters None Optional
Password
Setting Factory Default Necessity
1 to 15 characters None Optional
From E-mail address
Setting Factory Default Necessity
1 to 63 characters None Optional
E-mail address 1/2/3/4
Setting Factory Default Necessity
1 to 63 characters None Optional
5-23

NPort 5600 Series User’s Manual Web Console Configuration
Consult your Network Administrator or ISP for the proper mail server settings. The Auto warning
function may not work properly if it is not configured correctly. NPort SMTP AUTH supports
LOGIN, PLAIN, CRAM-MD5 (RFC 2554).
SNMP Trap Server
SNMP trap server IP or domain name
Setting Factory Default Necessity
IP or Domain Name None Optional
Event Type
Cold start
This refers to starting the system from power off (contrast this with warm start). When performing
a cold start, NPort will automatically issue an Auto warning message by e-mail, or send an SNMP
trap after booting up.
Warm start
This refers to restarting the computer without turning the power off. When performing a warm
start, NPort will automatically send an e-mail, or send an SNMP trap after rebooting.
Authentication failure
The user inputs a wrong password from the Console or Administrator. When authentication failure
occurs, NPort will immediately send an e-mail or send an SNMP trap.
IP address changed
The user has changed NPort’s IP address. When the IP address changes, NPort will send an e-mail
with the new IP address before NPort reboots. If the NPort is unable to send an e-mail message to
the mail server within 15 seconds, NPort will reboot anyway, and abort the e-mail auto warning.
Password changed
The user has changed NPort’s password. When the password changes, NPort will send an e-mail
5-24

NPort 5600 Series User’s Manual Web Console Configuration
with the password change notice before NPort reboots. If the NPort is unable to send an e-mail
message to the mail server within 15 seconds, NPort will reboot anyway, and abort the e-mail auto
warning.
DCD changed
The DCD (Data Carrier Detect) signal has changed, also indicating that the modem connection
status has changed. For example, a DCD change to high also means “Connected” between local
modem and remote modem. If the DCD signal changes to low, it also means that the connection
line is down.
When the DCD changes, NPort 5610 will immediately send an e-mail or send an SNMP trap.
DSR changed
The DSR (Data Set Ready) signal has changed, also indicating that the data communication
equipment’s power is off. For example, a DSR change to high also means that the DCE is powered
ON. If the DSR signal changes to low, it also means that the DCE is powered off.
When the DSR changes, NPort 5610 will immediately send an e-mail or send an SNMP trap.
Mail
Setting Factory Default Necessity
Enable, Disable Disable Optional
This feature helps the administrator manage how the NPort sends e-mail to pre-defined e-mail
boxes when the enabled events—such as Cold start, Warm start, Authentication failure,
etc.—occur. To configure this feature, click on the Event Type Mail checkbox.
Trap
Setting Factory Default Necessity
Enable, Disable Disable Optional
This feature helps the administrator manage how the NPort sends SNMP Trap to a pre-defined
SNMP Trap server when the enabled events—such as Cold start, Warm start, Authentication
failure, etc.—occur. To configure this feature, click on the Event Type Trap checkbox.
DCD changed and DSR changed events are only supported by RS-232 ports (NPort 5610). Since
NPort 5630 does not support the RS-232 interface, the DCD changed and DSR changed options
will not appear in the Event Type screen for NPort 5630.
5-25

NPort 5600 Series User’s Manual Web Console Configuration
Change Password
Input the “Old password” and “New password” to change the password. Leave the password boxes
blank to erase the password. In this case, the NPort will not have password protection.
If you forget the password, the ONLY way to configure NPort is by using the Reset button on
NPort’s casing to “Load Factory Default.”
Remember to export the configuration file using Windows Administrator when you finish the
configuration. By using the Import function of Windows Administrator, your configuration can be
re-loaded into NPort after using “Load Factory Default.” Refer to Chapter 6 for more details about
the Export and Import function.
Load Factory Defaults
This function will reset all of NPort’s settings to their factory default values. Be aware that
previous settings will be lost.
5-26

6
6
Chapter 6 Configuring Windows Administrator
Windows Administrator and Web Console are two powerful tools that can be used to configure the
settings of your NPorts. Choose the method that is most convenient for you. Note that this chapter
uses NPort 5230 as an example to introduce the installation and configuration of NPort
Administration Suite. The functions and definitions are the same as for NPort 5600.
The following topics are covered in this chapter:
Overview
Installing Windows Administrator
Configuration
¾ Broadcast Search
¾ Unlock Password Protection
¾ Configuring NPort 5600
¾ Upgrading Firmware
¾ Export/Import
Monitor
Port Monitor
COM Mapping
¾ On-line COM Mapping
¾ Off-line COM Mapping
IP Location

NPort 5600 Series User’s Manual Configuring Windows Administrator
Overview
We understand the importance of software as the foundation of your application, and with this in
mind, we designed NPort Administrator to let you easily install and configure your NPort 5600
Series product over the network. NPort Administrator provides five function groups that ease the
installation process, allows off-line COM mapping, and provides monitoring and IP location server
functions.
NPort Administrator is an integrated software suite that bundles NPort Administrator and the IP
Serial Library, and provides everything you need to remotely manage, monitor, and modify your
NPort—hassle free.
NPort Administrator ONLY supports NPort 5000 Series products. For NPort DE-311 or DE-211,
use NPort Management Suite, which can be downloaded from www.moxa.com.
Installing Windows Administrator
1. Once the Setup program starts running, click on Yes to
proceed.
2. Click on Next when the Welcome window
opens to proceed with the installation.
3. Click on Next to install program files in the
default directory, or select an alternative
location.
6-2

NPort 5600 Series User’s Manual Configuring Windows Administrator
4. Click on Next to install the program using
the default program name, or select a
different name.
5. Click on Install to proceed with the
installation.
6. The Installing window reports the progress
of the installation.
7. Click on Next to proceed with the
installation.
6-3

NPort 5600 Series User’s Manual Configuring Windows Administrator
8. Click on Finish to complete the installation
of NPort Administration Suite.
Configuration
The Administrator-Configuration window is divided into four parts.
z The top part is the function list and online help area.
z The left part lists the five Administrator function groups.
z The right part shows the list of NPorts, each of which can be selected to process user
requirements.
z The bottom part is the Log area, which shows useful messages that record the user’s
processing history.
6-4

NPort 5600 Series User’s Manual Configuring Windows Administrator
Broadcast Search
The Broadcast Search function is used
to locate all NPorts that are connected
to the same LAN as your computer.
Since the Broadcast Search function
searches by MAC address and not IP
address, all NPorts connected to the
LAN will be located, regardless of
whether or not they are part of the
same subnet as the host.
The Broadcast Search window will open and display the
Model, IP Address, MAC Address, and Progress (of the search
for that particular device).
When the search is complete, the
Broadcast Search window closes, and
the NPorts that were located are
displayed in the right pane of the
Administrator window.
For the example shown here, NPort
Administrator found 7 NPort Serial
Device Servers on the LAN. As you can
see, 2 of the 7 NPorts have password
protection, which is indicated by Lock
under Status.
To configure one of the listed NPorts,
place the cursor over the row displaying
that NPort’s information, and then right
click.
Before modifying an NPort’s configuration, use Broadcast Search or Specify by IP Address to
locate NPorts connected to the LAN.
6-5

NPort 5600 Series User’s Manual Configuring Windows Administrator
Unlock Password Protection
If the NPort is password protected, then you will not be able to use the
double click method to open the configuration page.
Instead, select an NPort with “Lock”
status, right click the locked NPort,
and then select the Unlock button.
After inputting the correct password, the Administrator will display a message
box as shown here.
The previous “Lock” status will switch
to “Unlock” status.
Administrator will keep this NPort in
the Unlock status throughout this
Administrator session.
The meanings of the six states are as follows (note that the term Fixed is borrowed from the
standard fixed IP address networking terminology):
Lock
The NPort is password protected, “Broadcast Search” was used to locate it, and the password has
not yet been entered from within the current Administrator session.
Unlock
The NPort is password protected, “Broadcast Search” was used to locate it, and the password has
been entered from within the current Administrator session. Henceforth during this Administrator
6-6

NPort 5600 Series User’s Manual Configuring Windows Administrator
session, activating various utilities for this NPort will not require re-entering the server password.
Blank
The NPort is not password protected, and “Broadcast Search” was used to locate it.
Fixed
The NPort is not password protected, and “Search by IP address” was used to locate it.
Lock Fixed
The NPort is password protected, “Specify by IP address” was used to locate it, and the password
has not yet been entered from within the current Administrator session.
Unlock Fixed
The NPort is password protected, “Specify by IP address” was used to locate it, and the password
has been entered from within the current Administrator session. Henceforth during this
Administrator session, activating various utilities for this NPort will not require re-entering the
server password.
Configuring NPort 5600
Input the password to Unlock the
NPort.
Right click on a specific NPort and
select configure to start the
configuration.
The progress bar shows that Administrator is retrieving
configuration information from the specific NPort.
Refer to Chapter 5 for each parameter’s function definition.
To modify the configuration, you must first click in the modify
box to activate the parameter setting box.
6-7

NPort 5600 Series User’s Manual Configuring Windows Administrator
You can simultaneously modify the configurations of multiple NPorts that are of the same model.
To select multiple NPorts, hold down the Ctrl key when selecting additional NPorts, or hold down
the Shift key to select a group of NPorts.
Upgrading Firmware
Input the password to Unlock the
NPort, and then right click on a specific
NPort and select the Upgrade Firmware
function to start upgrading the
firmware.
Select the correct ROM file to be downloaded to the
NPort. Visit Moxa’s website at www.moxa.com for the
latest firmware release.
Wait patiently while the Upgrade Firmware action is
being processed.
You can simultaneously upgrade the firmware of multiple NPorts that are of the same model.
To select multiple NPorts, hold down the Ctrl key when selecting an additional NPort, or hold
down the Shift key to select a block of NPorts.
6-8

NPort 5600 Series User’s Manual Configuring Windows Administrator
Export/Import
Input the password to Unlock the NPort,
and then right click on a specific NPort and
select the Export function to start
Exporting the configuration file.
The Export Configuration function is a
handy tool that can be used to produce a
text file containing the current
configuration of a particular NPort.
The Import Configuration function is used
to import an NPort configuration from a
file into one or more of the same model
NPort.
To import a configuration, first select the
target servers (use the left mouse button to
select servers; simply hold down the Ctrl
key when selecting the second, third, etc.,
NPort).
You can simultaneously import the same configuration file into multiple NPorts that are of the
same model.
To select multiple NPorts, hold down the Ctrl key when selecting an additional NPort, or hold
down the Shift key to select a block of NPorts.
Monitor
There are two methods available to start the Monitor function.
1. First use Broadcast Search under the Configuration Function group, and then click on
Monitor Æ Add Target Æ Select target from the list.
2. First click on Monitor, and then Add Target Æ Rescan.
Select Broadcast under the
Configuration menu bar item.
6-9

NPort 5600 Series User’s Manual Configuring Windows Administrator
Click on Monitor.
Select Add Target.
When you select add target, you will see an NPort list that
looks the same as when using Configuration Æ Broadcast
Search.
Check the NPort you would like to Monitor, and then click
OK.
The NPort list will now appear on the
Monitor screen.
Right click the panel and select
Settings.
Select or de-select Monitor Items. Use the single
arrowhead buttons to move highlighted items from one
box to the other. Use the double arrowhead buttons to
move all items in one box to the other.
6-10

NPort 5600 Series User’s Manual Configuring Windows Administrator
Select a Refresh Rate (the default is 3 seconds).
Select Display warning message for new event or Play
warning music for new event. In the second case, you
must enter the path to the WAV file that you want to be
played. “New event” means that one of the 5600s in the
monitor is “Alive” or “Not Alive,” or has lost connection
with the Monitor program.
Press Go to start Monitor.
For this example, the 5 NPorts shown
in the list will be monitored.
When one of the NPorts loses connection with the
Monitor program, a warning alert will display
automatically. The warning music will be played at the
same time.
6-11

NPort 5600 Series User’s Manual Configuring Windows Administrator
In the Monitor screen, you can see the
“Not Alive” NPort is marked with red
color.
Click the Alive column. The Monitor
program will sort the NPort list and put
all “Not Alive” NPorts at the top of the
list.
If the NPort gets reconnected, a warning will be displayed
to remind the user the NPort is now “Alive.”
The NPort that was reconnected, and is
now “Alive,” will be shown in black
color.
Port Monitor
The process described here is the same as in the previous “Monitor” section. The only difference is
that you can select more items under Port Monitor than under Monitor.
6-12

NPort 5600 Series User’s Manual Configuring Windows Administrator
Select or de-select Monitor Items. Use the single
arrowhead buttons to move highlighted items from one
box to the other. Use the double arrowhead buttons to
move all items from one box to the other.
COM Mapping
Windows Administration Suite comes with Windows 95/98/ME/NT/2000/XP Real COM drivers.
After you install Windows Administration Suite, there are two ways to set up the NPort’s serial
port as your host’s remote COM port.
The first way is with On-line COM Mapping. On-line COM Mapping will check to make sure
the NPort is connected correctly to the network and then install the driver on the host computer.
The second way is with Off-line COM Installation, without connecting the NPort to the network
first. Off-line COM Mapping can decrease the system integrator’s effort by solving different field
problems. Via off-line installation, the user can process the host software installation and then
install the NPort to different fields.
Use the following procedure to map COM ports:
1. On-line COM Mapping:
Connect NPort to the network Æ Set NPort to the proper IP address Æ Map COMs to your
host Æ Apply Change.
2. Off-line COM Mapping:
Map COMs to your host Æ Apply Change Æ Connect NPort to the network Æ Configure
NPort’s IP address.
On-line COM Mapping
Broadcast Search for NPorts on the
network.
Select the COM Mapping function
group.
6-13

NPort 5600 Series User’s Manual Configuring Windows Administrator
Add the target to which you would like
to map COM ports.
The NPort list that appears is the list generated by the
previous Broadcast Search. Select the NPort to which you
would like to map COM ports.
Select COM Setting to modify COM No., default setting,
etc.
Select the COM No.
COM ports that are “In use” or “Assigned”
will also be indicated in this drop-down list.
If you select multiple serial ports or multiple
NPorts, remember to check the “Auto
Enumerating” function to use the COM No.
you select as the first COM No.
Hi-performance mode is the default for Tx mode. If the
driver completes sending data out to the NPort, the driver will
respond “Tx Empty” to the program.
Under classical mode, the driver will not notify the user’s
program that Tx is completed until all Tx data has been sent
out from the NPort; this mode will cause lower throughput. If
you want to ensure that all data is sent out before further
processing, classical mode is recommended.
Enable/Disable Tx/Rx FIFO. If disabled, NPort will send
one byte each time the Tx FIFO becomes empty; and an Rx
interrupt will be generated for each incoming byte. This will
result in a faster response and lower throughput. If you want
to use XON/XOFF flow control, we recommend setting FIFO
to Disable.
6-14

NPort 5600 Series User’s Manual Configuring Windows Administrator
Fast Flush (only flush local buffer)
1. We have added one optional “Fast Flush” function in our new NPort Real COM driver.
NPort Administrator Suite for 2G NPort adds it after version 1.2.
2. For some applications, the user’s program will use the Win32 “PurgeComm()” function
before it reads or writes data. With our design, after the program uses this PurgeComm()
function, the NPort driver will keep querying NPort’s firmware several times to make sure
there is really no data queued in the NPort firmware buffer, rather than just flushing the
local buffer. This kind of design is used because of some special considerations. However,
it might take more time (about several hundred milliseconds) than a native COM1,
because it needs to work via Ethernet. That’s why the native COM ports on the
motherboard can work fast with this function call, but NPort requires much more time. In
order to accommodate other applications that require a faster response time, the new
NPort driver implements a new “Fast Flush” option. Note that by default, this function is
disabled.
3. To begin with, make sure there are some “PurgeComm()” functions being used in your
application program. In this kind of situation, you might find that your NPort exhibits a
much poorer operation performance than when using the native COM1 port. Once you
have enabled the “Fast Flush” function, you can check to see if there has been an
improvement in performance.
4. By default, the optional “Fast Flush” function is disabled. If you would like to enable this
function, from the “NPort Administrator,” double click on the COM ports that are mapped
to the NPort, and then select the “Fast Flush” checkbox. You should fnd that when “Fast
Flush” is enabled, the NPort driver will work faster with “PurgeComm().”
The Serial Parameter settings shown here are the default settings when
the NPort is powered on. However, the program can redefine the serial
parameters to different values after the program opens the port via Win
32 API.
After setting the COM Mapping, remember to select Apply
Change to save the information in the host system registry.
The host computer will not have the ability to use the COM
port until after Apply Change is selected.
6-15

NPort 5600 Series User’s Manual Configuring Windows Administrator
Select Discard Change to tell Administrator NOT to save
the COM Mapping information to the host.
To save the configuration to a text file, select Export COM
Mapping. You will then be able to import this configuration
file to another host and use the same COM Mapping settings
in the other host.
Off-line COM Mapping
Add a target by inputting the IP address and selecting the
Model Name without physically connecting the NPort to the
network.
6-16

NPort 5600 Series User’s Manual Configuring Windows Administrator
Apply change.
IP Location
When NPort 5600 series products are used in a dynamic IP environment, users must spend more
time with IP management tasks. NPort 5600 series products help out by periodically reporting
their IP address to the IP location server, in case the dynamic IP has changed.
z Receive NPort’s IP location report
z Centralize NPort’s IP management in a dynamic IP environment.
Configure NPort with Dynamic IP
settings. For example, DHCP,
BOOTP and DHCP/BOOTP. Assign
the remote Auto IP report server’s IP
address and UDP port.
Select the IP Location Report,
and click the right mouse button to
select Settings.
Then configure the Local Listen Port to be the same as the
NPort’s “Auto report to UDP port” setting.
6-17

NPort 5600 Series User’s Manual Configuring Windows Administrator
Click GO to start receiving the Auto IP
address report from the NPort.
6-18

7
7
Chapter 7 IP Serial LIB
The following topics are covered in this chapter:
Overview
IP Serial LIB Function Groups
Example Program

NPort 5600 Series User’s Manual IP Serial LIB
Overview
What is IP Serial Library?
IP Serial Library is a Windows library with frequently used serial command sets and subroutines.
IP Serial Library is designed to reduce the complexity and poor efficiency of serial communication
over TCP/IP. For example, Telnet can only transfer data, but it can't monitor or configure the serial
line's parameters.
Why Use IP Serial Library?
For programmers who are familiar with serial communication, IP Serial Library provides
well-designed function calls that have the same style as Moxa's PComm Library.
IP Serial Library is amazingly simple and easy to understand. By including it in your VB, C, or
Delphi programming environment, you can program your own TCP/IP application with the ability
to control serial communication parameters.
NPort Serial Device Servers use 2 TCP ports for communication between the NPort and host
computer's Real COM driver. NPort uses a data port and command port to provide pure data
transfer without decode and encode. Compared to using only one TCP port to control serial
communication (such as RFC 2217), IP Serial Library uses a command port to communicate with
NPort in the user's program. IP Serial Library not only runs with excellent efficiency but also runs
without any decode or encode problems.
How to install IP Serial Library
IP Serial Lib comes with the NPort Administration Suite. Refer to the IPSerial directory for more
details about the function definitions.
7-2

NPort 5600 Series User’s Manual IP Serial LIB
IP Serial LIB Function Groups
Server Control Port Control Input/Output Data Port Status
Inquiry
Miscellaneous
nsio_init
nsio_end
nsio_resetserver
nsio_checkalive
nsio_open
nsio_close
nsio_ioctl
nsio_flowctrl
nsio_DTR
nsio_RTS
nsio_lctrl
nsio_baud
nsio_resetport
nsio_read
nsio_SetReadTimeouts
nsio_write
nsio_SetWriteTimeouts
nsio_lstatus
nsio_data_status
nsio_break
nsio_break_on
nsio_break_off
nsio_breakcount
Example Program
char nportip=”192.168.1.10”;
char buffer[255];
int port = 1;
int portid;
nsio_init();
portid = nsio_open(nportip, port);
nsio_ioctl(portid, B9600, (BIT_8 | STOP_1 |
P_NONE) );
sleep(1000);
nsio_read(port, buffer, 200);
nsio_close(portid);
nsio_end();
/*data buffer, 255 chars */
/*1st port */
/* port handle */
/*initial IP Serial Library */
/*1st port, nport IP=192.168.1.10 */
/*set 9600, N81 */
/* wait for 1000 ms for data */
/* read 200 bytes from port 1 */
/* close this serial port */
/* close IP Serial Library */
7-3

A
A
Appendix A Pinouts and Cable Wiring
In this appendix, we cover the following topics.
Port Pinout Diagrams
¾ Ethernet Port Pinouts
¾ Serial Port Pinouts
¾ Async Port 4-wire RS-422 Pinouts (RJ45)
¾ Async Port 2-wire RS-485 Pinouts (RJ45)
Cable Wiring Diagrams
¾ Ethernet Cables
¾ Serial Cables
¾ Pin Assignments for DB9 and DB25 Connectors

NPort 5600 Series User’s Manual Pinouts and Cable Wiring
Port Pinout Diagrams
Ethernet Port Pinouts
Serial Port Pinouts
RS-232 Pinouts
4-wire RS-422 Pinouts
A-2

NPort 5600 Series User’s Manual Pinouts and Cable Wiring
2-wire RS-485 Pinouts
Cable Wiring Diagrams
Ethernet Cables
A-3

NPort 5600 Series User’s Manual Pinouts and Cable Wiring
Serial Cables
RJ45 (8 pins) to DB9 Female for NPort 5610
RJ45 (8 pins) to DB9 Male for NPort 5610
RJ45 (8 pins) to DB25 Female for NPort 5610
A-4

NPort 5600 Series User’s Manual Pinouts and Cable Wiring
RJ45 (8 pins) to DB25 Male for NPort 5610
Pin Assignments for DB9 and DB25 Connectors
Pin Assignments for DB9 Male and Female Connectors
DB9 Male Connector DB9 Female Connector
Pin Assignments for DB25 Male and Female Connectors
DB25 Male Connector DB25 Female Connector
A-5

B
B
Appendix B Well Known Port Numbers
In this appendix, which is included for your reference, we provide a list of Well Known port
numbers that may cause network problems if you set NPort 5600 to one of these ports. Refer to
RFC 1700 for Well Known port numbers, or refer to the following introduction from the IANA.
The port numbers are divided into three ranges: the Well Known Ports, the Registered Ports, and
the Dynamic and/or Private Ports.
The Well Known Ports range from 0 through 1023.
The Registered Ports range from 1024 through 49151.
The Dynamic and/or Private Ports range from 49152 through 65535.
The Well Known Ports are assigned by the IANA, and on most systems, can only be used by
system processes or by programs executed by privileged users. The following table shows famous
port numbers among the well-known port numbers. For more details, please visit the IANA
website at http://www.iana.org/assignments/port-numbers.
TCP Socket Application Service
0 reserved
1 TCP Port Service Multiplexor
2 Management Utility
7 Echo
9 Discard
11 Active Users (systat)
13 Daytime
15 Netstat
20 FTP data port
21 FTP CONTROL port
23 Telnet
25 SMTP (Simple Mail Transfer Protocol)
37 Time (Time Server)
42 Host name server (names server)

NPort 5600 Series User’s Manual Well Known Port Numbers
43 Whois (nickname)
49 (Login Host Protocol) (Login)
53 Domain Name Server (domain)
79 Finger protocol (Finger)
TCP Socket Application Service
80 World Wibe Web HTTP
119 Netword news Transfer Protocol (NNTP)
123 Network Time Protocol
213 IPX
160 – 223 Reserved for future use
UDP Socket Application Service
0 reserved
2 Management Utility
7 Echo
9 Discard
11 Active Users (systat)
13 Daytime
35 Any private printer server
39 Resource Location Protocol
42 Host name server (names server)
43 Whois (nickname)
49 (Login Host Protocol) (Login)
53 Domain Name Server (domain)
69 Trivial Transfer Protocol (TETP)
70 Gopler Protocol
79 Finger Protocol
80 World Wide Web HTTP
107 Remote Telnet Service
111 Sun Remote Procedure Call (Sunrpc)
119 Network news Tcanster Protocol (NNTP)
123 Network Time protocol (nnp)
161 SNMP (Simple Network Mail Protocol)
162 SNMP Traps
213 IPX (Used for IP Tunneling)
B-2

C
C
Appendix C SNMP Agent with MIB II & RS-232 Like
Group
NPort 5600 has built-in SNMP (Simple Network Management Protocol) agent software. It
supports SNMP Trap, RFC1317 RS-232 like group and RFC1213 MIB-II. The following table
lists the standard MIB-II group, as well as the variable implementation for NPort 5600.
RFC1213 MIB-II supported SNMP variables:
System MIB Interfaces MIB IP MIB ICMP MIB
SysDescr itNumber ipForwarding IcmpInMsgs
SysObjectID ifIndex ipDefaultTTL IcmpInErrors
SysUpTime ifDescr ipInreceives IcmpInDestUnreachs
SysContact ifType ipInHdrErrors IcmpInTimeExcds
SysName ifMtu ipInAddrErrors IcmpInParmProbs
SysLocation ifSpeed ipForwDatagrams IcmpInSrcQuenchs
SysServices ifPhysAddress ipInUnknownProtos IcmpInRedirects
ifAdminStatus ipInDiscards IcmpInEchos
ifOperStatus ipInDelivers IcmpInEchoReps
ifLastChange ipOutRequests IcmpInTimestamps
ifInOctets ipOutDiscards IcmpTimestampReps
ifInUcastPkts ipOutNoRoutes IcmpInAddrMasks
ifInNUcastPkts ipReasmTimeout IcmpOutMsgs
ifInDiscards ipReasmReqds IcmpOutErrors
ifInErrors ipReasmOKs IcmpOutDestUnreachs

NPort 5600 Series User’s Manual SNMP Agent with MIB II & RS-232 Like Group
System MIB Interfaces MIB IP MIB ICMP MIB
SysServices ifInUnknownProtos ipReasmFails IcmpOutTimeExcds
ifOutOctets ipFragOKs IcmpOutParmProbs
ifOutUcastPkts ipFragFails IcmpOutSrcQuenchs
ifOutNUcastPkts ipFragCreates IcmpOutRedirects
ifOutDiscards ipAdEntAddr IcmpOutEchos
ifOutErrors ipAdEntIfIndex IcmpOutEchoReps
ifOutQLen ipAdEntNetMask IcmpOutTimestamps
ifSpecific ipAdEntBcastAddr IcmpOutTimestampReps
ipAdEntReasmMaxSize IcmpOutAddrMasks
IpNetToMediaIfIndex IcmpOutAddrMaskReps
IpNetToMediaPhysAddress
IpNetToMediaNetAddress
IpNetToMediaType
IpRoutingDiscards
C-2

NPort 5600 Series User’s Manual SNMP Agent with MIB II & RS-232 Like Group
UDP MIB TCP MIB SNMP MIB
UdpInDatagrams tcpRtoAlgorithm snmpInPkts
UdpNoPorts tcpRtoMin snmpOutPkts
UdpInErrors tcpRtoMax snmpInBadVersions
UdpOutDatagrams tcpMaxConn snmpInBadCommunityNames
UdpLocalAddress tcpActiveOpens snmpInASNParseErrs
UdpLocalPort tcpPassiveOpens snmpInTooBigs
tcpAttempFails snmpInNoSuchNames
Address Translation MIB tcpEstabResets snmpInBadValues
AtIfIndex tcpCurrEstab snmpInReadOnlys
AtPhysAddress tcpInSegs snmpInGenErrs
AtNetAddress tcpOutSegs snmpInTotalReqVars
Address Translation MIB TCP MIB SNMP MIB
AtNetAddress tcpRetransSegs snmpInTotalSetVars
tcpConnState snmpInGetRequests
tcpConnLocalAddress snmpInGetNexts
tcpConnLocalPort snmpInSetRequests
tcpConnRemAddress snmpInGetResponses
tcpConnRemPort snmpInTraps
tcpInErrs snmpOutTooBigs
tcpOutRsts snmpOutNoSuchNames
snmpOutBadValues
snmpOutGenErrs
snmpOutGetRequests
snmpOutGetNexts
snmpOutSetRequests
snmpOutGetResponses
snmpOutTraps
snmpEnableAuthenTraps
C-3

D
D
Appendix D Auto IP Report Protocol
NPort Series provides several ways to configure Ethernet IP addresses. One of them is DHCP
Client. When you set up the NPort to use DHCP Client to configure Ethernet IP addresses, it will
automatically send a DHCP request over the Ethernet to find the DHCP Server. And then the
DHCP Server will send an available IP address to the NPort. The NPort will use this IP address for
a period of time after receiving it. But the NPort will send a DHCP request again to the DHCP
Server. Once the DHCP Server realizes that this IP address is to be released to other DHCP Client,
the NPort then will receive a different IP address. For this reason, users sometimes find that the
NPort will use different IP addresses, not a fixed IP address.
In order to know what IP address the NPort is using, you need to set up parameters in Network
Settings via Web browser. The figure below is NPort Web console configuration window. Enter
the IP address and the Port number of the PC that you want to send this information to.

NPort 5600 Series User’s Manual Auto IP Report Protocol
And then you can develop your own programs to receive this information from the NPort. Here is
NPort’s Auto IP Report Protocol. We provide an example for you to easily develop your own
programs. You can find this example on Moxa’s website.
http://web2.moxa.com.tw/services/download/download.asp
Auto IP Report Format
“MOXA”, 4 bytes Info[0] Info[1] … Info[n]
Info [n]
Field ID Length Data
Length 1 1 Variable, Length is “Length Field”
ID List
ID Value Description Length Note
1 Server Name Variable ASCII char
2 Hardware ID 2 Little-endian
3 MAC Address 6 6 bytes MAC address. If the MAC
address is "00-90-E8-01-02-03",
the MAC[0] is 0, MAC[1] is
0x90(hex), MAC[2] is 0xE8(hex),
and so on.
4 Serial Number 4, DWORD Little-endian
5 IP Address 4, DWORD Little-endian
6 Netmask 4, DWORD Little-endian
7 Default Gateway 4, DWORD Little-endian
8 Firmware Version 4, DWORD Little-endian
Ver1.3.4= 0x0103040
9 AP ID 4, DWORD Little-endian
AP ID & Hardware ID Mapping Table
AP ID Hardware ID Product
0x80005000 0x0504 NPort 5410
0x80005000 0x0534 NPort 5430
0x80005000 0x1534 NPort 5430I
0x80000312 0x0312 NPort 5230
0x80000312 0x0322 NPort 5210
0x80000312 0x0332 NPort 5232
0x80000312 0x1332 NPort 5232I
0x80005610 0x5618 NPort 5610-8
0x80005610 0x5613 NPort 5610-16
0x80005610 0x5638 NPort 5630-8
0x80005610 0x5633 NPort 5630-16
D-2

E
E
Appendix E Service Information
This appendix shows you how to contact Moxa for information about this and other products, and
how to report problems.
In this appendix, we cover the following topics.
MOXA Internet Services
Problem Report Form
Product Return Procedure

NPort 5600 Series User’s Manual Service Information
MOXA Internet Services
Customer satisfaction is our number one concern, and to ensure that customers receive the full
benefit of our products, Moxa Internet Services has been set up to provide technical support, driver
updates, product information, and user’s manual updates.
The following services are provided
E-mail for technical support................................support@moxa.com.tw
World Wide Web (WWW) Site for product information:
.............................http://www.moxa.com
E-2

NPort 5600 Series User’s Manual Service Information
Problem Report Form
MOXA NPort 5600 Series
Customer name:
Company:
Tel: Fax:
Email: Date:
1. Moxa Product: NPort 5610-16-48V (DC Power) NPort 5610-8-48V (DC Power) NPort
5610-16 (AC Power) NPort 5610-8 (AC Power) NPort 5630-16-48V (DC Power) NPort
5630-8-48V (DC Power) NPort 5630-16 (AC Power) NPort 5630-8 (AC Power)
2. Serial Number: _________________
Problem Description: Please describe the symptoms of the problem as clearly as possible, including any error
messages you see. A clearly written description of the problem will allow us to reproduce the symptoms, and
expedite the repair of your product.
E-3

NPort 5600 Series User’s Manual Service Information
Product Return Procedure
For product repair, exchange, or refund, the customer must:
Provide evidence of original purchase.
Obtain a Product Return Agreement (PRA) from the sales representative or dealer.
Fill out the Problem Report Form (PRF). Include as much detail as possible for a shorter
product repair time.
Carefully pack the product in an anti-static package, and send it, pre-paid, to the dealer. The
PRA should be visible on the outside of the package, and include a description of the problem,
along with the return address and telephone number of a technical contact.
E-4

NPort 5600 Series User’s Manual Service Information
E-5
Revision History
Document Edition Revision Date Revision Details
2nd
November 27, 2003
1. Update the edition of this manual
on the title page.
2. Include product information for
NPort 5630 into related chapters
of this User’s Manual.
3rd
January 7, 2004 1. Update the edition of this manual
on the title page.
2. p. 2-5
Add Real Time Clock section and
the warning message regarding
dealing with the lithium battery.
4th May 13, 2004 1. Updated the edition of this
manual on the title page.
2. Changed the new Moxa logo on
the title page.
3. p. 6-16
Added descriptions on
newly-added function “Fast
Flush”.
4. p. 4-3
Added more descriptions on Real
COM Mode.
5. p. 5-11
Added more descriptions under
Max connection 2 to 4.
6. p. 6-18
Changed “TCP” to “UDP”.
7. Added Appendix E.
5th August 30, 2004 1. Updated DC terminal block
figures.
