Nec Naviset Administrator Quick Start Manual 2 User's Guide
2015-05-18
: Nec Nec-Naviset-Administrator-Quick-Start-Manual-729212 nec-naviset-administrator-quick-start-manual-729212 nec pdf
Open the PDF directly: View PDF
.
Page Count: 177 [warning: Documents this large are best viewed by clicking the View PDF Link!]

NaViSet Administrator 2
Quick Start Guide
English

NaViSet Administrator 2 - Quick Start Guide
English - 2
1. ABOUT NAVISET ADMINISTRATOR 2 ..................................... 3
1.1. SYSTEM REQUIREMENTS ........................................................... 3
1.2. USER INTERFACE OVERVIEW ...................................................... 4
1.3. GETTING STARTED .................................................................. 7
2. PREPARING DEVICES ............................................................ 8
2.1. NEC DESKTOP DISPLAYS .......................................................... 8
2.2. NEC LARGE-SCREEN DISPLAYS .................................................. 9
2.3. NEC PROJECTORS ................................................................ 10
3. MAPPING THE NETWORK ..................................................... 11
3.1. CREATING GROUPS ............................................................... 11
3.2. ADDING SINGLE DEVICES ....................................................... 12
3.3. ADDING DAISY CHAINS OF NEC LARGE-SCREEN DISPLAYS ................. 14
3.4. ADDING MULTIPLE DEVICES ..................................................... 16
3.5. CREDENTIAL LIBRARY ............................................................ 17
4. QUERYING AND CONTROLLING DEVICES ............................. 18
4.1. QUERYING DEVICES .............................................................. 18
4.2. CONTROLLING DEVICES .......................................................... 19
5. CREATING AND RUNNING TASKS ........................................ 21
5.1. CREATING TASKS ................................................................. 23
Command Tasks .................................................................. 23
Conditional Tasks ................................................................ 24
Informational Tasks ............................................................. 25
Email Notifications ............................................................... 26
Scheduling Tasks ................................................................. 27
5.2. RUNNING TASKS .................................................................. 28
5.3. TASK HISTORY .................................................................... 29
6. CREATING AND RUNNING REPORTS .................................... 30
6.1. CREATING REPORTS .............................................................. 32
6.2. RUNNING REPORTS ............................................................... 33
6.3. REPORT HISTORY ................................................................. 33

NaViSet Administrator 2 - Quick Start Guide
English - 3
1. About NaViSet Administrator 2
NaViSet Administrator is a network based control and asset management system for NEC display
monitors and projectors. With NaViSet Administrator you can:
• Automatically monitor the operational states and control settings of your NEC equipment.
• Send automatic email alerts of abnormal conditions such as overheating, cooling fan failure, and
diagnostics errors.
• Access and adjust the numerous control settings of your NEC devices using interfaces similar to that of
their On Screen Displays and remote control units.
• Monitor the operational states of both Windows-based computers connected to your network and
single-board computers installed in your NEC displays.
• Create detailed reports of device assets, operational states and control settings and export them to
popular spreadsheet formats.
About this Document
This document is intended to be used as a guide for introducing you to the basic operations of NaViSet
Administrator. References like the one below appearing throughout this document will direct you to the
associated topics in the NaViSet Administrator User's Guide, where you will find complete information.
See chapter 1, "
Introduction to NaViSet Administrator" in User's Guide
Note: The NaViSet Administrator User's Guide is currently available in English only.
1.1. System Requirements
Operating System
32 and 64 bit versions of Microsoft Windows XP, Server 2003, Vista, Windows 7,
and Windows 8.
LAN
Standard TCP/IP LAN interface. Static IP addresses required for most displays
connected directly to LAN, unless name resolution (hostname) support is provided.
System Resources
At least 64MB available hard-disk space for installation.
Approximately 50MB per 100 devices hard-disk space required for database
storage.
At least 96MB RAM (192MB recommended)
Software
Adobe Reader X or higher is recommended for viewing the User’s Guide.
Open Hardware Monitor (optional) for monitoring computer temperature and fan
status.

NaViSet Administrator 2 - Quick Start Guide
English - 4
Supported Display Devices
NaViSet Administrator supports the following NEC display models:
• NEC desktop display models.
• NEC large-screen display models.
• NEC projector models with a LAN or RS232 connection.
Note: NEC E series of large-screen displays is not supported.
Please see the NEC website for the latest listing of specific models.
Supported features and functionality will depend on model.
1.2. User Interface Overview
Main Window
1
Main Menu and Toolbar
2
Device Tree
3
Status Bar
4
Dock Window Tabs
5
Dock Window Area
6
Dock Window Title Bar
1
2
3
4
6
5

NaViSet Administrator 2 - Quick Start Guide
English - 5
Main Menu and Toolbar
The Main Menu consists of 8 sub-menus. A toolbar below the main menu provides convenient shortcuts
to many functions.
File menu
New - Creates a new database file.
Open... - Opens an existing database file.
Save - Saves the current database file.
Save As... - Saves the current database to a different file name.
Edit menu
Copy - Copies data from the currently selected table to the Windows clipboard.
Paste - Not currently used.
Delete - Deletes the currently selected group or device in the device tree.
Rename - Renames the currently selected group or device in the device tree.
Standard Device Info Update - Performs a Standard Update on the currently selected device tree
items.
Full Device Info Update - Performs a Full Update on the currently selected devices in the device tree.
Cancel All Updates - Cancels all Standard or Full Updates that are currently being performed on any
devices.
Properties - Opens the Device Properties Window for the currently selected device in the device tree.
View menu
Status Bar - Hides or shows the status bar at the bottom of the main window.
Toolbars - Hides or shows the toolbar buttons.
Devices menu
Add Single Device... - Adds a new device to the database. See 3.2. Adding Single Devices on page
12.
Add Multiple Devices... - Adds several devices to the database. See 3.4. Adding Multiple Devices on
page 16.
Add Group.... - Adds a new Group to the device tree. See 3.1. Creating Groups on page 11.
Test Connection - Tests the connection to a device to make sure it is accessible on the network.
Credential Library... - Opens the Credential Library. See 3.5. Credential Library on page 17.
Tasks menu
New Task... - Creates a new Task. See 5. Creating and Running Tasks on page 21.
Task Builder Wizard... - Creates a new task using a wizard interface to guide.
Task Library... - Opens the Task Library.
Show/Hide Alerts - Shows or hides the Alerts list.

NaViSet Administrator 2 - Quick Start Guide
English - 6
Show/Hide Active Tasks - Shows or hides the Active Tasks list.
Show/Hide Inactive Tasks - Shows or hides the Inactive Tasks list.
Reports menu
New Report... - Creates a new Report. See 6. Creating and Running Reports on page 30.
Report Library... - Opens the Report Library.
Show/Hide Active Reports - Shows or hides the Active Reports list.
Show/Hide Inactive Reports - Shows or hides the Inactive Reports list.
Tools menu
Preferences - Opens the application Preferences window.
Help menu
Help - Opens the online help system.
Check for Updates - Checks with the NEC software update system to see if a newer version is
available. An Internet connection is required.
About NaViSet Administrator 2... - Displays the software and database version information.
Device Tree
The Device Tree shows all of the displays and computers in the current database. Named folders, or
Groups are used to organize devices in a logical way, for example by location or department.
The Device Tree contains a Context Menu which provides fast access to common operations. To open the
Context Menu, right-click on a device. The Context Menu will open with the menu items enabled for the
given device and current application state.
Device Tree Context Menu

NaViSet Administrator 2 - Quick Start Guide
English - 7
Dock Window Area
The Dock Window Area can contain any number of Dock Windows, which are stacked on top of one
another and tabbed so you can easily identify and select them. You can also move dock windows outside
of the main window to other locations on your desktop. To move a dock window, click and drag it's title
bar. By default, NaViSet Administrator opens with two docked windows, Task Manager and Report
Manager.
See chapter 2, "User Interface Overview" in User's Guide
1.3. Getting Started
The rest of this guide is divided into sections consisting of the main steps involved in a typical NaViSet
Administrator implementation:
1. Prepare your Windows computers and NEC display devices for use with NaViSet Administrator.
See Section 2: Preparing Devices.
2. Add Windows computers, NEC displays and NEC projectors to the device tree. See Section 3:
Mapping the Network.
3. Get detailed device information and control your devices interactively. See Section 4: Querying
and Controlling Devices.
4. Create tasks to control, query and monitor the state of your devices. See Section 5: Creating
and Running Tasks.
5. Create detailed reports of your device assets and settings. See Section 6: Creating and
Running Reports.

NaViSet Administrator 2 - Quick Start Guide
English - 8
2. Preparing Devices
NaViSet Administrator supports the following types of networked devices:
• Windows computers and connected displays
• NEC large-screen displays
• NEC projectors
Before you can use NaViSet Administrator, the NEC display devices and Windows computers on your
network need to be configured. Depending on how your devices are connected, the following issues may
need to be addressed:
• Display devices are properly connected using the correct types of cables
• The necessary remote software components are installed and correctly configured on the Windows
computers
• External communications settings are properly configured in the Large-screen displays and projectors.
NaViSet Administrator is designed to work with all types of network configurations involving NEC devices.
The following sections contain some basic configuration diagrams used for desktop displays, large-screen
displays and projectors.
2.1. NEC Desktop Displays
Key Points:
• The DDC/CI WMI Provider software should be installed on Windows computers hosting NEC desktop
displays. The DDC/CI WMI Provider enables two-way communications with the displays connected to a
computer.
• The computer's graphics card should support DDC/CI.
• The video connection is used for data communication, so no network connection settings are required
in the display.
VGA/DisplayPort/DVI Connections
NaViSet Administ rator
N
E
T
W
O
R
K
DDC/CI WMI Provider
(optional)
VGA Display
Port DVI

NaViSet Administrator 2 - Quick Start Guide
English - 9
See chapter 4, "Configuring Devices: Desktop display(s) connected to a Windows
Computer" in User's Guide
2.2. NEC Large-Screen Displays
Key Points:
• Additional displays can be daisy chained from the LAN-connected display via RS232 or LAN, depending
on model.
• RS232 cables must be crossover/NULL modem type.
• The LAN Settings in the first display must be properly configured with valid IP Settings.
• For displays that use RS232 daisy chaining, the External Control setting of the first display must be
set to LAN, and any additional daisy chained displays must be set to RS232.
• For displays that use RS232 daisy chaining, the Monitor IDs must be unique and consecutive (1, 2,
3,).
Note: Changes to the LAN Settings, External Control settings and Monitor IDs are made in the on-
screen menu of each display. Refer to your display's user manual for more information.
See chapter 4, "Configuring Devices: NEC large-screen display(s) using direct LAN
connection" and also "NEC large-screen display(s) with LAN hub using direct LAN
connection" in User's Guide
Additional Large-Screen Configuration Types
NaViSet Administrator can also communicate with NEC large-screen displays connected to Windows
computers via RS232. This is done by installing the LAN to RS232 Bridge software on the computer,
allowing NaViSet Administrator to communicate with the display using the IP address of the computer.
An alternative method of communicating with NEC large-screen displays connected to Windows computers
via RS232 is to use the RS232 WMI Provider.
NaViSet Administ rator
N
E
T
W
O
R
K
LAN1 RS-232C OUT RS-232C IN RS-232C OUT
LAN2 LAN1 LAN2
OR

NaViSet Administrator 2 - Quick Start Guide
English - 10
The following configurations using the LAN to RS232 Bridge or RS232 WMI Provider are explained in detail
in chapter 4 of the User's Guide:
• NEC large-screen display(s) using LAN to RS232 Bridge
• NEC large-screen display(s) with LAN hub using LAN to RS232 Bridge
• NEC large-screen display(s) using RS232 WMI Provider
• NEC large-screen display(s) with SBC and dual LAN connections
• NEC large-screen display with SBC and single LAN connection
See Appendix A, "Comparison of connection methods for NEC large-screen
displays" in User's Guide
2.3. NEC Projectors
Key Points:
• The network settings must be set correctly in the projector's on-screen display.
• The communications type may need to be set specifically to LAN in the projector settings.
See chapter 4, "Configuring Devices: NEC projector with direct LAN or wireless
connection" in User's Guide
Additional Projector Configuration Types
NaViSet Administrator can also communicate with NEC projectors connected to Windows computers via
RS232. This is done by installing the LAN to RS232 Bridge software on the computer, allowing NaViSet
Administrator to communicate with the projector using the IP address of the computer.
See chapter 4, "Configuring Devices: NEC projector connected via Windows
Computer to LAN" in User's Guide
NaViSet Administ rator
N
E
T
W
O
R
K
LAN

NaViSet Administrator 2 - Quick Start Guide
English - 11
3. Mapping the Network
Creating a network in NaViSet Administrator involves adding Windows computers and NEC display devices
to the device tree, and creating groups to keep them organized.
Example of devices grouped by department
3.1. Creating Groups
Groups are a way to organize collections of Windows computers and NEC devices in the device tree in a
logical way. Groups are essentially named "folders" of the tree containing one or more other groups,
computers or NEC devices. You can add as many groups as you like and rearrange them using drag-and-
drop. You can also move computers and devices between groups.
Groups are shown in the Device Tree using a common folder icon .
To add a new group:
1. A group must always belong to a parent group. Right-click on the parent for the new group
and select Add Group in the context menu, or, select a parent group and click .

NaViSet Administrator 2 - Quick Start Guide
English - 12
2. Enter a name and optional description and click OK.
See chapter 2, "User Interface Overview: Groups" in User's Guide
3.2. Adding Single Devices
Single devices are added using the Add Single Device dialog. Below are Quick Start instructions for
adding NEC displays, projectors and Windows computers to the device tree one at a time.
To add a NEC large-screen display connected directly to your LAN:
1. Click , or, right-click on a group in the device tree and select Add Single Device.
2. Select the device type NEC large-screen display connected to LAN.
3. Enter the IP Address of the display.
4. Click in the Monitor ID text box and enter the monitor ID of the display. If you do not know the
monitor ID, leave on Auto-Detect.
5. Click Test.

NaViSet Administrator 2 - Quick Start Guide
English - 13
6. Repeat steps 3 through 5 as needed until the Connection OK! message appears, then click OK.
The large-screen display will be added to the device tree and a query will be initiated to read the
basic display information.
To add a NEC desktop display connected to a Windows computer on your LAN:
Note: The DDC/CI WMI Provider software should be installed on the computer prior to using this
procedure.
1. Click , or, right-click on a group in the device tree and select Add Single Device.
2. Select the device type Windows computer on LAN (WMI).
3. Enter the IP Address or host name of the computer. If unknown, click Browse.
4. If you want to connect to the computer using different credentials, select Use Library Credential
to use a predefined credential. Otherwise choose Device-specific Credential and click Edit to
create a new credential. See Credential Library for more information.
5. Click Test.
6. Repeat steps 3 through 5 as needed until the Connection OK! message appears, then click OK.
Note: The computer and all attached displays will be added to the device tree simultaneously.

NaViSet Administrator 2 - Quick Start Guide
English - 14
To add a NEC projector connected directly to your LAN:
1. Click , or, right-click on a group in the device tree and select Add Single Device.
2. Select the device type NEC Projector connected to LAN.
3. Enter the IP Address of the projector.
4. Click Test.
5. Repeat steps 3 through 4 as needed until the Connection OK! message appears, then click OK.
See chapter 3, "Devices: Adding Single Devices" in User's Guide
3.3. Adding Daisy Chains of NEC large-screen displays
A daisy chain host is a NEC display connected to your LAN with one or more other large-screen displays
connected to it using RS232 or LAN. Once added to the network, NaViSet Administrator can control all of
the displays in the daisy chain.
The following are Quick Start instructions for adding a daisy chain host.

NaViSet Administrator 2 - Quick Start Guide
English - 15
Note: Although this procedure can be used for display models that use LAN daisy chaining, using the
Add Multiple Devices dialog to add these units by IP address results in faster
communications and is therefore strongly recommended.
1. Click , or, right-click on a group and select Add Single Device.
2. Select the device type NEC large-screen display connected to LAN, and check the This is the
first display in a daisy chain box.
3. Enter the IP address of the display that is connected to the LAN.
4. Select the lowest Monitor ID that is used in the daisy chain and the total number of displays in
the daisy chain.
5. Click in the Monitor ID text box and enter the monitor ID of the display. If you do not know the
Monitor ID, leave on Auto-Detect.
6. Click Test.
7. Repeat steps 3 through 6 as needed until the Connection OK! message appears, then click OK.
All of the large-screen displays in the daisy chain will be added to the device tree.
See chapter 3, "Devices: Adding Single Devices" in User's Guide

NaViSet Administrator 2 - Quick Start Guide
English - 16
3.4. Adding Multiple Devices
If you need to add a large number of devices it is usually easier and more efficient to add them all at once
using one of the multiple device methods. This is accomplished through the Add Multiple Devices dialog.
Note: Do not use this method for adding a group of large-screen displays that are daisy-chained
using RS232. See Adding Daisy Chains for more information.
Multiple devices can be added in several different ways:
• IP address range
• Import from text file or spreadsheet
• Import from another NaViSet Administrator database
• Network enumeration
• Active Directory (computers only)
Below are Quick Start instructions for adding several large-screen displays with IP addresses
192.168.1.10 through 192.168.1.20.
1. Click , or, right-click on a group and select Add Multiple Devices.
2. Select the tab NEC large-screen displays.
3. Click the IP Address Range button and enter the lowest and highest IP Addresses that cover the
range of devices you want to add.
4. Select Add to Table to add the devices to the table without testing the connections. Select
Locate+Add to Table to test each connection as the device is added to the table.

NaViSet Administrator 2 - Quick Start Guide
English - 17
5. Review the resulting list and check or uncheck the boxes in the first column to include or exclude
certain devices.
6. Select Existing Group to add the devices to an already existing group, or, Select New Group
and enter a name to create a new group.
7. Click Apply. The devices will be added to the device tree and queries will be initiated to read the
basic display information.
See chapter 3, "Devices: Adding Multiple Devices" in User's Guide
3.5. Credential Library
Access credentials must be specified when connecting to remote Windows computers. These credentials
must be for a user with sufficient access permissions for administering the computer and accessing WMI.
The credentials consist of a Username and Password.
NaViSet Administrator has a Credential Library feature for managing credentials and making it easier to
store and apply credentials for accessing multiple computers.
To open the Credential Library, click , or, select Credential Library in the Devices menu.
Credential Library dialog
See chapter 6, "Credential Library" in User's Guide

NaViSet Administrator 2 - Quick Start Guide
English - 18
4. Querying and Controlling Devices
Information about the devices and their current control settings are displayed in Device Properties
Windows. You can also control your NEC devices interactively through Device Properties Windows.
Example: Device Properties window
To open the Device Properties window for a device double-click on the device in the device tree, or,
right-click on the device and select Properties from the context menu.
Note: Device Properties windows are displayed in the dock window area by default.
Any number of Device Properties Windows can be open at one time, but only one window per
device is supported.
4.1. Querying Devices
Devices can queried to retrieve their latest information and store it in the database through the Device
Properties Window.
To update the device information:
1. Double-click on the device in the device tree, or right-click on the device and select
Properties from the context menu. A new Device Properties window will open showing the
last settings stored in the database.

NaViSet Administrator 2 - Quick Start Guide
English - 19
2. In the Info tab note the time stamp and, if necessary, click Standard Update to update the
database with the basic device information and status. Click Full Update to include all of the
current control settings.
Note: The device must be powered on in order to read all of its information.
The time stamp will appear in red if it is more than 24 hours old.
4.2. Controlling Devices
The interactive control of a device is accomplished through it's Device Properties Window. Frequently
used controls are separated into a series of tabbed categories such as Power, Video, and Geometry.
You can also access all of the controls supported by the device through the Custom tab.
Example: Changing a common control setting
Below are Quick Start instructions for locking out the OSD to prevent adjustments using the control keys
on the display.
Note: Make sure devices are fully powered on before making any setting or control adjustments.
1. Open the Device Properties window for the device by double-clicking on the device in the
device tree, or right-clicking on the device and selecting Properties from the context menu.
2. Select the OSD tab. When you click on a tab the current settings are retrieved from the device in
real time.
3. Click the Lock button in the Key Lock control. Commands are sent to the device in real-time.

NaViSet Administrator 2 - Quick Start Guide
English - 20
Example: Changing an uncommon control setting
Not all controls are included in the tabs of the Device Properties Window, as the number of controls
supported in NEC displays are numerous. Most controls however, can be accessed through the Custom
tab.
Below are Quick Start instructions for changing the side border gray scale to near black.
Note: Make sure devices are fully powered on before making any setting or control adjustments.
1. Open the Device Properties window for the device and select the Custom tab.
2. Locate the Side Border Color control in the Controls list, and click on it. The control will be
added to the Settings list and it's current value will be read in real-time.
3. Click and drag the slider to the desired value and release. The new value will be sent to the
display in real-time.
4. Optional: Click Save List to save the current list of controls so they will be opened automatically
whenever the Custom tab is selected for this device.

NaViSet Administrator 2 - Quick Start Guide
English - 21
5. Creating and Running Tasks
Tasks are operations that can query or perform commands on one or more devices. Tasks can be
scheduled to run at particular times, or on demand, and also to continue running for specific periods of
time and intervals.
There are 3 basic types of tasks that can be performed in NaViSet Administrator:
• Command Tasks: Change settings or perform operations on devices. For example: Turning the
display power on, selecting a particular video input, or selecting a particular channel on the TV tuner.
Command Tasks can also be used to create a preset configuration of multiple settings that can be then
sent to displays to allow easy configuration.
• Conditional Tasks: Read one or more settings or parameters from devices at periodic intervals, and
issue alerts if the value of one or more are outside of a specified range or value, or changes in value.
For example an alert can be issued if the internal temperature of a display exceeds a specific value, or
if there is a diagnostic error condition reported by a display.
• Informational Tasks: Read one or more settings or parameters from devices at periodic intervals,
and displays the readings in real time. An example use would be to monitor the internal temperature
of a display.
When a Task is run it will attempt to perform the specified operation on each of the devices selected in the
Task before completing. For Conditional and Informational type Tasks, the task can be set to poll the
devices a specific intervals either indefinitely or for a specific run time.
For all types of Tasks, the result history of each operation is stored in the database and can be viewed
both while the Task is being performed, as well as reviewed later. Task history can also be exported via
the clipboard, an Excel spreadsheet, or delimited text file.
Task Library
All tasks can be managed using the Task Library. Tasks can be created, edited, duplicated, and deleted
from within the Task Library. The execution history of a task can be viewed and exported.
To open the Task Library, click , or, select Task Library in the Tasks menu.
Task Library dialog

NaViSet Administrator 2 - Quick Start Guide
English - 22
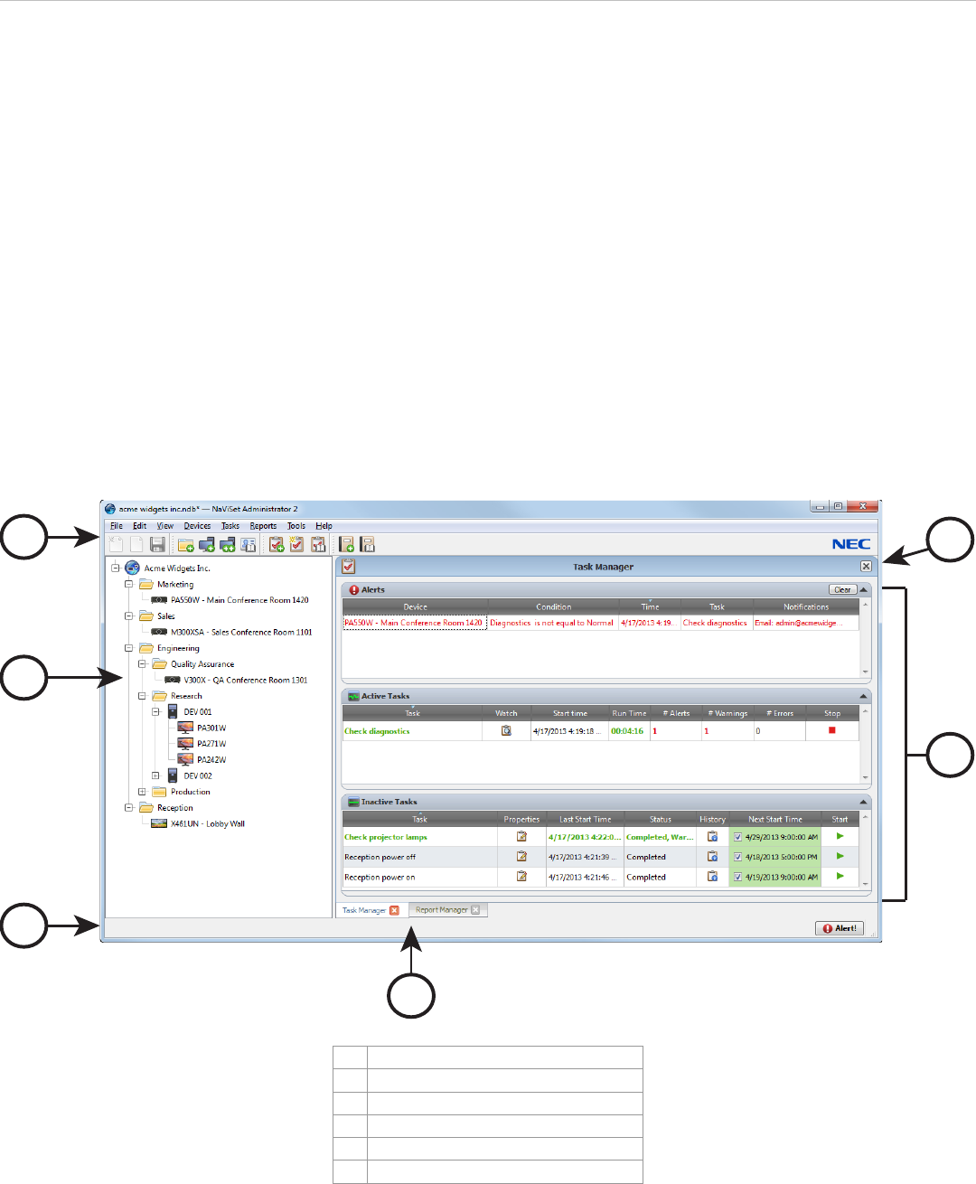
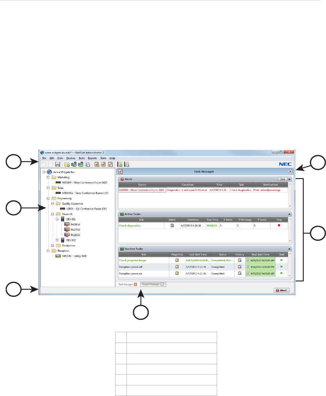
Task Manager
The Task Manager window is divided into 3 sections, Inactive Tasks, Active Tasks, and Alerts.
Task Manager dock window
Inactive Tasks
The Inactive Tasks table shows the tasks defined in the database that are not running. When you create
new tasks they are added to this table. Several task operations can be initiated from the Inactive Tasks
table:
• Click to open the Task Properties dialog to view or edit the task.
• Click to open the Task History Viewer window to view the results of previous run tasks.
• Click the checkbox in the Next Start Time cell to toggle the starting option between scheduled and
unscheduled.
• Click to start the task manually.
Active Tasks
The Active Tasks table shows the tasks defined in the database that are running. When started either
manually or automatically, the task will move from the Inactive Tasks table to the Active Tasks table.
Upon completion or termination the task will move back to the Inactive Tasks table. Several task
operations can be initiated from the Active Tasks table:
• Click to open the Task Viewer window and monitor the running task in real-time.
• Click to stop the task.

NaViSet Administrator 2 - Quick Start Guide
English - 23
Alerts
The Alerts Table shows any alert messages generated from conditional tasks. All alert messages are saved
in the database until they are removed from the table by clicking the Clear button.
Note: Alerts generated during the current session will appear in red text, and alerts from previous
sessions will use the standard text color.
See chapter 7, "Tasks" in User's Guide
5.1. Creating Tasks
Tasks can be created using a step-by-step wizard interface in the Task Builder Wizard available on the
Tasks menu, or by clicking the Task Builder Wizard button. The wizard offers a guided explanation of each
step of creating a task.
Tasks can also be created directly by selecting New Task on the Tasks menu, or by clicking the New
Task button, or by selecting New from the Task Library.
See chapter 7, "Tasks: Creating Tasks" in User's Guide
Command Tasks
Command Tasks are used to change the settings of your NEC devices. Below are Quick Start
instructions for creating a Command Task.
1. Click , or, select New Task from the Tasks menu.
2. In the Settings tab, enter a name for the task. The description is optional. Make sure the
Command task type is selected.
3. Click on the Devices tab and check the boxes next to all of the devices you want to include in this
task.
2 3 4 5 6 7 8 9

NaViSet Administrator 2 - Quick Start Guide
English - 24
4. Click on the Commands tab, and for each command you want to send:
• Locate the control in the tree list and click on it. The control will be added to the Commands
list.
• Set the control's value.
5. Optional: Click on the Display Schedule tab if you want to set scheduling within the device.
6. Optional: Click the IR Remote tab if you want this task to send one or more IR Remote
commands.
7. Optional: Click on the Notifications tab page if you want to be notified by email of the
completion status or warnings encountered during runtime.
8. Optional: Click on the Schedule tab page if you want to schedule the task to start at periodic
intervals.
9. Optional: Click on the Summary page to view all of the task settings, then click OK.
Once a task is created it will be listed in the Inactive Tasks table in Task Manager.
See chapter 7, "Tasks: Creating a New Command Task" in User's Guide
Conditional Tasks
Conditional Tasks are used to check the settings or parameters of devices at periodic intervals and issue
alerts if values are outside a specified range or are changed. Below are Quick Start instructions for
creating a Conditional Task.
1. Click , or, select New Task from the Tasks menu.
2 4 5 6 7 8

NaViSet Administrator 2 - Quick Start Guide
English - 25
2. In the Settings tab, enter a name for the task. The description is optional.
3. Select the Conditional task type, and how often you want to query the devices.
4. Click on the Devices tab and check the boxes next to all of the devices you want to include in this
task.
5. Click on the Conditions tab, and for each setting you want to check:
• Locate the setting in the tree list and click on it. The control will be added to the Conditions
list.
• Adjust the controls to create the desired conditional expression.
6. Optional: Click on the Notifications tab page if you want to be notified by email of alert
conditions, completion status, or warnings encountered during runtime.
7. Optional: Click on the Schedule tab page if you want to schedule the task to start at
periodic intervals.
8. Optional: Click on the Summary page to view all of the task settings, then click OK.
Once the task is created it will be added to the Inactive Tasks table in Task Manager.
See chapter 7, "Tasks: Creating Conditional Tasks" in User's Guide
Informational Tasks
Use Informational Tasks to read one or more settings or parameters from devices at periodic intervals
and display the readings in real time. Below are Quick Start instructions for creating a Informational
Task.
2 4 5 6 7 8

NaViSet Administrator 2 - Quick Start Guide
English - 26
1. Click , or, select New Task from the Tasks menu.
2. In the Settings tab, enter a name for the task. The description is optional.
3. Select the Informational task type, and how often you want to query the devices.
4. Click on the Devices tab and check the boxes next to all of the devices you want to include in this
task.
5. Click on the Query Items tab and for each setting you want to read locate the item in the tree
list and click on it. The item will be added to the Query Items list.
6. Optional: Click on the Notifications tab page if you want to be notified by email of completion
status or warnings encountered during runtime.
7. Optional: Click on the Task Schedule tab page if you want to schedule the task to start at
periodic intervals.
8. Optional: Click on the Summary page to review all of the task settings, then click OK.
Once the task is created it will be added to the Inactive Tasks table in Task Manager.
See chapter 7, "Tasks: Creating Informational Tasks" in User's Guide
Email Notifications
Email Notifications allow the application to inform one or more individuals of the status of a task
through email. For example an administrator may want to be notified when a very long task involving a
hundreds of devices has completed, or if an abnormal condition was detected during the operation. All
tasks types allow you to add email notifications.
The following are Quick Start instructions for adding an alert email notification while creating a new task.

NaViSet Administrator 2 - Quick Start Guide
English - 27
1. Click on the Notifications tab page and click Add a Notification.
2. Click in the Notification Type combo box and select Email Message.
3. In the Notification Settings dialog enter the email address of the recipient. You can also enter a
Supplemental Message which will be added to the end of all email messages.
4. Click OK to close the Notification Settings dialog.
5. Check the Alert Conditions check box.
See chapter 7, "Tasks: Notifications Tab" in User's Guide
Scheduling Tasks
The Task Schedule Tab is used to set how and when the task is started. Tasks can be set to run On
Demand (manually started) or Scheduled to run at a set time interval. Temporary tasks must be
started manually and exist only during the currently opened session of NaViSet Administrator. Scheduling
is supported for all tasks types.
The following are Quick Start instructions for scheduling the task to start every other Monday at 5:00AM.

NaViSet Administrator 2 - Quick Start Guide
English - 28
1. Click on the Task Schedule tab page and select the Scheduled start option.
2. Adjust the Start Schedule controls as shown above.
See chapter 7, "Tasks: Task Schedule Tab" in User's Guide
5.2. Running Tasks
When you create a task you are actually creating a task script which is saved to the database. The task
must then be run in order to perform the operations for which it was intended.
Tasks can be started either On Demand or they can be Scheduled to start automatically.
To start a task On Demand:
1. Click the task's button in the Inactive Tasks table in Task Manager.
2. Optional: Click in the Active Tasks table to open the Task Viewer Window and monitor
the task in real-time.
3. Optional: Click in the Active Tasks table to stop the task.

NaViSet Administrator 2 - Quick Start Guide
English - 29
5.3. Task History
By default, all task results are saved to the database upon completion. You can then view, export, or
delete the task results at a future time using the Task History Viewer.
To open the Task History Viewer, click in the Inactive Tasks table in Task Manager.
Task History Viewer dock window
Several operations can be initiated from the Task History Viewer:
• Select a specific version of the task results by selecting its completion date and time in the Show
Task Ending On drop-down list.
• Click the Delete button to permanently delete the selected version of the task results from the
database.
• Click the Export button to output the selected version of the task results to a spreadsheet or text file.
• Select a specific device type in the Task Data table to filter out all other devices.
• Check Enable Column Sorting and click in any column to sort the table by column.
See chapter 7, "Tasks: Task History" in User's Guide

NaViSet Administrator 2 - Quick Start Guide
English - 30
6. Creating and Running Reports
Reports are operations that gather selected setting values and information from one or more devices and
create a report of the results.
These operations can be performed either in real-time (meaning devices are queried when the operation is
run), or using information stored in the current database for each device. A hybrid query that will only
query devices if the data in the database is older than a given time period can also be specified. This
option is useful to reduce unnecessary real-time queries on devices, since they are much slower than
querying the database.
The results of a report can be saved to the database, and also to an output file such as an Excel
spreadsheet, or delimited text file. When saved to the database, the report results can be viewed at any
time using the Report History Viewer. Report results are stored for each time a report is generated and
each can be selected, thus providing a history of the report over time.
Example uses of reports are:
• Keeping track of computers and displays within an organization, by logging the device name, model,
serial number and asset tags.
• Keeping track of the number of operating hours that displays have been in use, the carbon savings, or
any other parameter or supported setting that can be read from a device.
Report Library
Reports are managed using the Report Library. Reports can be created, edited, duplicated, and deleted
from within the Report Library. The execution history of a report can be viewed and exported.
To open the Report Library, click , or select Report Library in the Reports menu.
Report Library dialog

NaViSet Administrator 2 - Quick Start Guide
English - 31
Report Manager
The Report Manager window is divided into 2 sections, Active Reports and Inactive Reports.
Report Manager dock window
Active Reports Table
The Active Reports table shows the reports defined in the database that are running. When started, the
report will move from the Inactive Reports table to the Active Reports table. Upon completion or
termination the report will move back to the Inactive Reports table. Several operations can be initiated
from the Active Reports table:
• Click to open the Report Viewer window and monitor the running report in real-time.
• Click to stop the report.
Inactive Reports Table
The Inactive Reports table shows the reports defined in the database that are not running. When you
create new reports they are added to this table. Several operations can be initiated from the Inactive
Reports table:
• Click to open the Report Properties dialog to view or edit the report.
• Click to open the Report History Viewer window to view the results of previous run reports.
• Click to run the report.
See chapter 8, "Reports" in User's Guide

NaViSet Administrator 2 - Quick Start Guide
English - 32
6.1. Creating Reports
Below are Quick Start instructions for creating a report.
1. Click , or, select New Report from the Reports menu.
2. In the Settings tab:
• Enter a name for the report. The description is optional.
• Choose a report type. Database Reports are created using the information exclusively from
the database, whereas Real-time Reports query the selected devices at runtime.
• Check the Query only if local device information is older than... box to create a report
with information from the database as well as real-time queries of devices which have not been
updated within a given time period.
3. Click on the Devices tab and check the boxes next to all of the devices you want to include in the
report.
Note: Display devices attached to Windows computers and daisy chained displays are not listed
in the Devices tab. These devices will be detected and added automatically when the
report is run.
4. Click on the Query Items tab, and for each column of the report locate an item in the tree list
and click on it. The item will be added to the Query Items list.
Note: Several items are added by default. The list items with a red background are for device
identification and are mandatory.
5. Click on the Output tab and select the output types.
6. Optional: Click on the Summary page to review all of the report settings, then click OK.
Once the report is created it will be added to the Report Library and the Inactive Reports table in
Report Manager.
2 3 456

NaViSet Administrator 2 - Quick Start Guide
English - 33
See chapter 8, "Reports: Creating Reports" in User's Guide
6.2. Running Reports
When you create a report you are actually creating a report script which is saved to the database. You
must then run the report in order to create the report spreadsheet or text file.
To run a report:
1. Click the report's button in the Inactive Reports table in Report Manager.
2. Optional: Click in the Active Reports table to monitor the report in real-time.
3. Optional: Click in the Active Reports table to stop the report.
If an output file was specified at the time the report was created, the resulting report file will open
automatically with the default program upon completion.
Note: Use the Open report files on completion option in Preferences to turn this option on or off.
6.3. Report History
By default, all report results are saved to the database upon completion. You can then view, export, or
delete the reports at a future time using the Report History Viewer.
To open the Report History Viewer, click in the Inactive Reports table in Report Manager.
Report History Viewer dock window

NaViSet Administrator 2 - Quick Start Guide
English - 34
Several operations can be initiated from the Report History Viewer:
• Select a specific version of the report by selecting its completion date and time in the Show Report
Ending On drop-down list.
• Click the Delete button to permanently delete the selected version of the report from the database.
• Click the Export button to output the selected version of the report to a spreadsheet or text file.
• Select a specific device type in the Report Data table to filter out all other devices.
• Check Enable Column Sorting and click in any column to sort the table by column.
See chapter 8, "Reports: Report History" in User's Guide

NaViSet Administrator 2
Schnellstarthandbuch
Deutsch

NaViSet Administrator 2 – Schnellstarthandbuch
Deutsch - 2
1. Über NaViSet Administrator 2 ............................................................................ 3
1.1. SYSTEMANFORDERUNGEN ........................................................................................ 3
1.2. ÜBERSICHT DER BENUTZEROBERFLÄCHE ....................................................................... 4
1.3. ERSTE SCHRITTE .................................................................................................. 7
2. Vorbereiten von Geräten .................................................................................... 8
2.1. NEC-DESKTOP-MONITORE ...................................................................................... 8
2.2. NEC-GROßBILDSCHIRME ........................................................................................ 9
2.3. NEC-PROJEKTOREN ............................................................................................ 10
3. Abbilden des Netzwerks ................................................................................... 11
3.1. ERSTELLEN VON GRUPPEN ..................................................................................... 11
3.2. HINZUFÜGEN VON EINZELNEN GERÄTEN ..................................................................... 12
3.3. HINZUFÜGEN VON VERKETTETEN NEC-GROßBILDSCHIRMEN .............................................. 15
3.4. HINZUFÜGEN MEHRERER GERÄTE ............................................................................. 16
3.5. BIBLIOTHEK MIT ANMELDEINFORMATIONEN ................................................................. 17
4. Abfragen und Steuern von Geräten .................................................................. 19
4.1. ABFRAGEN VON GERÄTEN ...................................................................................... 19
4.2. STEUERN VON GERÄTEN ....................................................................................... 20
5. Erstellen und Ausführen von Aufgaben ............................................................ 22
5.1. ERSTELLEN VON AUFGABEN .................................................................................... 24
Befehlsaufgaben ................................................................................................ 25
Bedingte Aufgaben ............................................................................................ 26
Informationsaufgaben ........................................................................................ 27
E-Mail-Benachrichtigungen ................................................................................. 28
Planen von Aufgaben ......................................................................................... 29
5.2. AUSFÜHREN VON AUFGABEN................................................................................... 30
5.3. AUFGABENVERLAUF ............................................................................................. 30
6. Erstellen und Ausführen von Berichten ............................................................ 32
6.1. ERSTELLEN VON BERICHTEN ................................................................................... 34
6.2. AUSFÜHREN VON BERICHTEN .................................................................................. 35
6.3. BERICHTSVERLAUF .............................................................................................. 35

NaViSet Administrator 2 – Schnellstarthandbuch
Deutsch - 3
1. Über NaViSet Administrator 2
NaViSet Administrator ist ein netzwerkbasiertes Steuerungs- und Inventarverwaltungssystem für
Monitore und Projektoren von NEC. NaViSet Administrator bietet folgende Funktionen:
• Automatisches Überwachen der Betriebszustände und Steuerungseinstellungen Ihrer NEC-Geräte.
• Senden automatischer E-Mail-Benachrichtigungen über ungewöhnliche Ereignisse wie Überhitzung,
Ausfall von Lüftern und Diagnosefehler.
• Zugreifen auf die und Anpassen der zahlreichen Steuerungseinstellungen Ihrer NEC-Geräte über eine
Benutzeroberfläche, die den On-Screen Displays und Fernbedienungen der entsprechenden Geräte
nachempfunden ist.
• Überwachen der Betriebszustände der mit dem Netzwerk verbundenen Windows-basierten Computer
und der Einplatinencomputer, die in den NEC-Monitoren installiert sind.
• Erstellen detaillierter Berichte zu inventarisierten Geräten, Betriebszuständen und Steuerungseinstellungen
sowie Exportieren dieser Berichte in gängige Kalkulationstabellenformate.
Über dieses Dokument
Dieses Dokument ist eine Einführung in die grundlegenden Vorgänge in NaViSet Administrator. In diesem
Dokument finden Sie Verweise wie den folgenden, die Sie zu den zugehörigen Themen im Benutzerhandbuch
NaViSet Administrator User's Guide leiten, in dem Sie umfassende Informationen finden.
Siehe Kapitel 1,
„Introduction to NaViSet Administrator“, im Benutzerhandbuch.
Hinweis: Der NaViSet Administrator User's Guide ist derzeit nur in englischer Sprache verfügbar.
1.1. Systemanforderungen
Betriebssystem
32- und 64-Bit-Versionen von Microsoft Windows XP, Server 2003, Vista, Windows 7
und Windows 8.
LAN
TCP/IP-LAN-Standardschnittstelle. Für die meisten Monitore mit direkter
LAN-Verbindung sind statische IP-Adressen erforderlich, sofern keine
Namensauflösung (Hostname) bereitgestellt wird.
Systemressourcen
Mindestens 64 MB freier Festplattenplatz für die Installation.
Für jeweils 100 Geräte sind ca. 50 MB Festplattenplatz für die Datenbankspeicherung
erforderlich.
Mindestens 96 MB RAM (192 MB empfohlen).
Software
Adobe Reader X oder höher wird zur Anzeige des Benutzerhandbuchs empfohlen.
Open Hardware Monitor (optional) zur Überwachung von Computertemperatur und
Lüfterstatus.

NaViSet Administrator 2 – Schnellstarthandbuch
Deutsch - 4
Unterstützte Anzeigegeräte
NaViSet Administrator unterstützt die folgenden NEC-Monitormodelle:
• NEC-Desktop-Monitore
• NEC-Großbildmonitore
• NEC-Projektoren mit einer LAN- oder RS232-Verbindung
Hinweis: Die Großbildschirme der NEC E-Reihe werden nicht unterstützt.
Eine aktuelle Liste der spezifischen Modelle finden Sie auf der NEC-Website.
Die unterstützten Funktionen hängen vom Modell ab.
1.2. Übersicht der Benutzeroberfläche
Hauptfenster
1
Hauptmenü und Symbolleiste
2
Gerätestruktur
3
Statusleiste
4
Registerkarten der Andockfenster
5
Fensterbereich der Andockfenster
6
Titelleiste der Andockfenster
1
2
3
4
6
5

NaViSet Administrator 2 – Schnellstarthandbuch
Deutsch - 5
Hauptmenü und Symbolleiste
Das Hauptmenü besteht aus 8 Untermenüs. Eine Symbolleiste unter dem Hauptmenü bietet praktische
Verknüpfungen mit vielen Funktionen.
Menü „File“
New- Erstellt eine neue Datenbankdatei.
Open...- Öffnet eine vorhandene Datenbankdatei.
Save- Speichert die aktuelle Datenbankdatei.
Save As...- Speichert die aktuelle Datenbankdatei unter einem anderen Dateinamen.
Menü „Edit“
Copy- Kopiert Daten aus der derzeit ausgewählten Tabelle in die Windows-Zwischenablage.
Paste- Derzeit nicht verwendet.
Delete- Löscht die derzeit ausgewählte Gruppe oder das ausgewählte Gerät aus der Gerätestruktur.
Rename- Benennt die derzeit ausgewählte Gruppe oder das Gerät in der Gerätestruktur um.
Standard Device Info Update- Führt eine Standardaktualisierung der derzeit ausgewählten Elemente
in der Gerätestruktur aus.
Full Device Info Update- Führt eine vollständige Aktualisierung der derzeit ausgewählten Elemente in der
Gerätestruktur aus.
Cancel All Updates- Bricht alle Standard- oder vollständigen Aktualisierungen ab, die derzeit für Geräte
ausgeführt werden.
Properties- Öffnet das Geräteeigenschaftenfenster für das derzeit ausgewählte Gerät in der Gerätestruktur.
Menü „View“
Status Bar- Blendet die Statusleiste am unteren Rand des Hauptfensters aus oder ein.
Toolbars- Blendet die Symbolleisten-Schaltflächen aus oder ein.
Menü „Devices“
Add Single Device...- Fügt der Datenbank ein neues Gerät hinzu. Siehe 3.2. Hinzufügen von einzelnen
Geräten Seite 12.
Add Multiple Devices...- Fügt der Datenbank mehrere Geräte hinzu. Siehe 3.4. Hinzufügen mehrerer
Geräte Seite 16.
Add Group....- Fügt der Gerätestruktur eine neue Gruppe hinzu. Siehe 3.1. Erstellen von Gruppen Seite 11.
Test Connection- Testet die Verbindung mit einem Gerät, um sicherzustellen, dass der Zugriff im
Netzwerk möglich ist.
Credential Library...- Öffnet die Bibliothek mit Anmeldeinformationen. Siehe 3.5. Bibliothek mit
Anmeldeinformationen Seite 17.
Menü „Tasks“
New Task...- Erstellt eine neue Aufgabe. Siehe 5. Erstellen und Ausführen von Aufgaben Seite 22.
Task Builder Wizard...- Erstellt eine neue Aufgabe mithilfe eines Assistenten.
Task Library...- Öffnet die Aufgabenbibliothek.
Show/Hide Alerts- Blendet die Liste mit Benachrichtigungen ein oder aus.

NaViSet Administrator 2 – Schnellstarthandbuch
Deutsch - 6
Show/Hide Active Tasks- Blendet die Liste mit aktiven Aufgaben ein oder aus.
Show/Hide Inactive Tasks- Blendet die Liste mit inaktiven Aufgaben ein oder aus.
Menü „Reports“
New Report...- Erstellt einen neuen Bericht. Siehe 6. Erstellen und Ausführen von Berichten Seite 32.
Report Library...- Öffnet die Berichtsbibliothek.
Show/Hide Active Reports- Blendet die Liste mit aktiven Berichten ein oder aus.
Show/Hide Inactive Reports- Blendet die Liste mit inaktiven Berichten ein oder aus.
Menü „Tools“
Preferences- Öffnet das Fenster mit den Einstellungen der Anwendung.
Menü „Help“
Help- Öffnet das Online-Hilfesystem.
Check for Updates- Überprüft das NEC-Softwareaktualisierungssystem auf verfügbare neuere
Versionen. Eine Internetverbindung ist erforderlich.
About NaViSet Administrator 2...- Zeigt Informationen zur Software- und Datenbankversion an.
Gerätestruktur
In der Gerätestruktur werden alle Monitore und Computer in der aktuellen Datenbank angezeigt. Mithilfe von
benannten Ordnern bzw. Gruppen werden die Geräte logisch angeordnet, zum Beispiel nach Ort oder Abteilung.
Die Gerätestruktur enthält ein Kontextmenü, das schnellen Zugriff auf häufig verwendete Vorgänge bietet.
Klicken Sie mit der rechten Maustaste auf ein Gerät, um das Kontextmenü zu öffnen. Im Kontextmenü
werden die Menüelemente angezeigt, die für das jeweilige Gerät und den derzeitigen Anwendungszustand
verfügbar sind.
Kontextmenü der Gerätestruktur

NaViSet Administrator 2 – Schnellstarthandbuch
Deutsch - 7
Fensterbereich der Andockfenster
Der Fensterbereich für die Andockfenster kann eine beliebige Zahl von Andockfenstern enthalten, die
übereinander angeordnet und mit Registerkarten versehen werden, sodass Sie sie einfach identifizieren und
auswählen können. Sie können Andockfenster auch aus dem Hauptfenster heraus an andere Positionen auf
dem Desktop verschieben. Um ein Andockfenster zu verschieben, klicken Sie auf die Titelleiste, und ziehen
Sie diese mit der Maus. Standardmäßig wird NaViSet Administrator mit zwei angedockten Fenstern geöffnet,
Task Manager und Report Manager.
Siehe Kapitel 2, „User Interface Overview“, im Benutzerhandbuch.
1.3. Erste Schritte
Das restliche Handbuch ist in Abschnitte unterteilt, die die wesentlichen Arbeitsschritte bei einer typischen
NaViSet Administrator-Implementierung umfassen:
1. Bereiten Sie Ihre Windows-Computer und NEC-Anzeigegeräte für die Verwendung mit NaViSet
Administrator vor. Siehe Abschnitt 2: Vorbereiten von Geräten.
2. Fügen Sie der Gerätestruktur Windows-Computer, NEC-Monitore und NEC-Projektoren hinzu.
Siehe Abschnitt 3: Abbilden des Netzwerks.
3. Rufen Sie detaillierte Geräteinformationen ab, und steuern Sie Ihre Geräte interaktiv. Siehe
Abschnitt 4: Abfragen und Steuern von Geräten.
4. Erstellen Sie Aufgaben, um den Zustand der Geräte zu steuern, abzufragen und zu überwachen.
Siehe Abschnitt 5: Erstellen und Ausführen von Aufgaben.
5. Erstellen Sie detaillierte Berichte über Ihre inventarisierten Geräte und Geräteeinstellungen.
Siehe Abschnitt 6: Erstellen und Ausführen von Berichten.

NaViSet Administrator 2 – Schnellstarthandbuch
Deutsch - 8
2. Vorbereiten von Geräten
NaViSet Administrator unterstützt die folgenden Typen von Netzwerkgeräten:
• Windows-Computer und verbundene Monitore
• NEC-Großbildschirme
• NEC-Projektoren
Bevor Sie NaViSet Administrator verwenden können, müssen die NEC-Anzeigegeräte und Windows-Computer
im Netzwerk konfiguriert werden. Abhängig davon, wie die Geräte verbunden sind, müssen ggf. folgende
Punkte berücksichtigt werden:
• Die Anzeigegeräte sind mit den richtigen Kabeltypen verbunden.
• Die erforderlichen Remote-Softwarekomponenten sind auf den Windows-Computern installiert und
ordnungsgemäß konfiguriert.
• In den Großbildschirmen und Projektoren sind die Einstellungen für die externe Kommunikation
ordnungsgemäß konfiguriert.
NaViSet Administrator ist für die Verwendung mit allen Arten von Netzwerkkonfigurationen konzipiert,
die NEC-Geräte umfassen. Die folgenden Abschnitte enthalten grundlegende Konfigurationsdiagramme für
Desktop-Monitore, Großbildschirme und Projektoren.
2.1. NEC-Desktop-Monitore
Wichtige Punkte:
• Auf den Windows-Computern, an denen NEC-Desktop-Monitore betrieben werden, sollte die Software
DDC/CI WMI Provider installiert werden. DDC/CI WMI Provider ermöglicht die bidirektionale
Kommunikation mit den Monitoren, die mit einem Computer verbunden sind.
• Die Grafikkarte des Computers sollte DDC/CI unterstützen.
• Die Videoverbindung wird für die Datenkommunikation verwendet, sodass im Monitor keine
Einstellungen für eine Netzwerkverbindung erforderlich sind.
VGA/DisplayPort/DVI Connections
NaViSet Administ rator
N
E
T
W
O
R
K
DDC/CI WMI Provider
(optional)
VGA Display
Port DVI

NaViSet Administrator 2 – Schnellstarthandbuch
Deutsch - 9
Siehe Kapitel 4, „Configuring Devices: Desktop display(s) connected to a Windows
Computer“, im Benutzerhandbuch.
2.2. NEC-Großbildschirme
Wichtige Punkte:
• Zusätzliche Monitore können per RS232 oder LAN (je nach Modell) über den per LAN verbundenen
Monitor verkettet werden.
• Die RS232-Kabel müssen gekreuzt/Null-Modem-Kabel sein.
• In den LAN-Einstellungen des ersten Monitors müssen gültige IP-Einstellungen festgelegt werden.
• Für Monitore mit einer RS232-Verkettung muss die Einstellung EXTERNE STEUERUNG des ersten Monitors
auf LAN festgelegt werden. Zusätzliche verkettete Monitore müssen auf RS232 festgelegt werden.
• Für Monitore mit einer RS232-Verkettung müssen die Monitor-IDs eindeutig und aufeinanderfolgend
sein (1, 2, 3,).
Hinweis: Änderungen an den LAN-Einstellungen, den Einstellungen für die externe Steuerung und
an den Monitor-IDs werden im On-Screen-Display des jeweiligen Monitors vorgenommen.
Weitere Informationen finden Sie im Benutzerhandbuch zu Ihrem Monitor.
Siehe Kapitel 4, „Configuring Devices: NEC large-screen display(s) using direct LAN
connection“ und „NEC large-screen display(s) with LAN hub using direct LAN
connection“, im Benutzerhandbuch.
Zusätzliche Konfigurationstypen für Großbildschirme
NaViSet Administrator kann auch mit NEC-Großbildschirmen kommunizieren, die über RS232 mit
Windows-Computern verbunden sind. Hierfür wird die Software LAN to RS232 Bridge auf dem Computer
installiert, die NaViSet Administrator die Kommunikation mit dem Monitor über die IP-Adresse des
Computers ermöglicht.
Als alternative Methode zur Kommunikation mit NEC-Großbildschirmen, die über RS232 mit
Windows-Computern verbunden sind, besteht in der Verwendung von RS232 WMI Provider.
NaViSet Administ rator
N
E
T
W
O
R
K
LAN1 RS-232C OUT RS-232C IN RS-232C OUT
LAN2 LAN1 LAN2
OR

NaViSet Administrator 2 – Schnellstarthandbuch
Deutsch - 10
Die folgenden Konfigurationen, die LAN to RS232 Bridge oder RS232 WMI Provider verwenden, werden in
Kapitel 4 des Benutzerhandbuchs detailliert erklärt:
• NEC-Großbildschirm(e) unter Verwendung von LAN to RS232 Bridge
• NEC-Großbildschirm(e) mit LAN-Hub unter Verwendung von LAN to RS232 Bridge
• NEC-Großbildschirm(e) unter Verwendung von RS232 WMI Provider
• NEC-Großbildschirm(e) mit SBC und zwei LAN-Verbindungen
• NEC-Großbildschirm(e) mit SBC und einer LAN-Verbindung
Siehe Anhang A, „Comparison of connection methods for NEC large-screen displays“
,
im Benutzerhandbuch.
2.3. NEC-Projektoren
Wichtige Punkte:
• Die Netzwerkeinstellungen müssen im On-Screen-Display des Projektors ordnungsgemäß festgelegt
werden.
• Unter Umständen muss der Kommunikationstyp in den Projektoreinstellungen ausdrücklich auf LAN
festgelegt werden.
Siehe Kapitel 4, „Configuring Devices: NEC projector with direct LAN or wireless
connection“, im Benutzerhandbuch.
Zusätzliche Konfigurationstypen für Projektoren
NaViSet Administrator kann auch mit NEC-Projektoren kommunizieren, die über RS232 mit Windows-Computern
verbunden sind. Hierfür wird die Software LAN to RS232 Bridge auf dem Computer installiert, die NaViSet
Administrator die Kommunikation mit dem Projektor über die IP-Adresse des Computers ermöglicht.
Siehe Kapitel 4, „Configuring Devices: NEC projector connected via Windows
Computer to LAN“ im Benutzerhandbuch.
NaViSet Administ rator
N
E
T
W
O
R
K
LAN

NaViSet Administrator 2 – Schnellstarthandbuch
Deutsch - 11
3. Abbilden des Netzwerks
Beim Erstellen eines Netzwerks in NaViSet Administrator werden der Gerätestruktur Windows-Computer und
NEC-Anzeigegeräte hinzugefügt. Außerdem werden Gruppen erstellt, um diese zu organisieren.
Beispiel für nach Abteilung gruppierte Geräte
3.1. Erstellen von Gruppen
Mithilfe von Gruppen werden Sammlungen von Windows-Computern und NEC-Geräten in der
Gerätestruktur logisch angeordnet.Gruppen sind im Wesentlichen benannte „Ordner“ in der Struktur und
enthalten eine oder mehrere weitere Gruppen, Computer oder NEC-Geräte. Sie können eine beliebige Anzahl
von Gruppen hinzufügen und mithilfe von Drag & Drop neu anordnen. Darüber hinaus können Sie Computer
und Geräte zwischen Gruppen verschieben.
Die Gruppen werden in der Gerätestruktur mit dem gängigen Ordnersymbol dargestellt: .
So fügen Sie eine neue Gruppe hinzu:
1. Eine Gruppe muss immer einer übergeordneten Gruppe angehören. Klicken Sie mit der rechten
Maustaste auf die übergeordnete Gruppe für die neue Gruppe, und wählen Sie im Kontextmenü die

NaViSet Administrator 2 – Schnellstarthandbuch
Deutsch - 12
Option Add Group aus, oder wählen Sie eine übergeordnete Gruppe aus, und klicken Sie auf
.
2. Geben Sie einen Namen und optional eine Beschreibung ein, und klicken Sie dann auf OK.
Siehe Kapitel 2, „User Interface Overview: Groups“, im Benutzerhandbuch.
3.2. Hinzufügen von einzelnen Geräten
Einzelne Geräte werden über das Dialogfeld Add Single Device hinzugefügt. Im Folgenden finden Sie
eine Schnellstartanleitung zum Hinzufügen von einzelnen NEC-Monitoren und -Projektoren sowie
Windows-Computern zur Gerätestruktur.
So fügen Sie einen NEC-Großbildschirm hinzu, der direkt mit dem LAN verbunden ist:
1. Klicken Sie auf , oder klicken Sie mit der rechten Maustaste auf eine Gruppe in der
Gerätestruktur, und wählen Sie Add Single Device aus.
2. Wählen Sie den Gerätetyp NEC large-screen display connected to LAN aus.
3. Geben Sie die IP-Adresse des Monitors ein.
4. Klicken Sie in das Textfeld Monitor ID, und geben Sie die Monitor-ID des Monitors ein. Wenn Ihnen
die Monitor-ID nicht bekannt ist, behalten Sie Auto-Detect bei.
5. Klicken Sie auf Test.

NaViSet Administrator 2 – Schnellstarthandbuch
Deutsch - 13
6. Wiederholen Sie die Schritte 3 bis 5 nach Bedarf, bis die Meldung Connection OK! angezeigt wird.
Klicken Sie dann auf OK. Der Großbildschirm wird der Gerätestruktur hinzugefügt, und es wird eine
Abfrage eingeleitet, um die grundlegenden Geräteinformationen auszulesen.
So fügen Sie einen NEC-Desktop-Monitor hinzu, der mit einem Windows-Computer im LAN
verbunden ist:
Hinweis: Die Software DDC/CI WMI Provider sollte auf dem Computer installiert werden, bevor Sie diese
Schritte ausführen.
1. Klicken Sie auf , oder klicken Sie mit der rechten Maustaste auf eine Gruppe in der
Gerätestruktur, und wählen Sie Add Single Device aus.
2. Wählen Sie den Gerätetyp Windows computer on LAN (WMI) aus.
3. Geben Sie die IP-Adresse oder den Hostnamen des Computers ein. Sind Ihnen diese unbekannt,
klicken Sie auf Browse.
4. Wenn Sie die Verbindung zu dem Computer mit anderen Anmeldeinformationen herstellen möchten,
wählen Sie Use Library Credential aus, um vordefinierte Anmeldeinformationen zu verwenden.
Wählen Sie andernfalls Device-specific Credential aus, und klicken Sie auf Edit, um neue
Anmeldeinformationen zu erstellen. Weitere Informationen finden Sie unter Bibliothek mit
Anmeldeinformationen.
5. Klicken Sie auf Test.

NaViSet Administrator 2 – Schnellstarthandbuch
Deutsch - 14
6. Wiederholen Sie die Schritte 3 bis 5 nach Bedarf, bis die Meldung Connection OK! angezeigt wird.
Klicken Sie dann auf OK.
Hinweis: Der Computer und alle angeschlossenen Monitore werden der Gerätestruktur gleichzeitig
hinzugefügt.
So fügen Sie einen NEC-Projektor hinzu, der direkt mit dem LAN verbunden ist:
1. Klicken Sie auf , oder klicken Sie mit der rechten Maustaste auf eine Gruppe in der
Gerätestruktur, und wählen Sie Add Single Device aus.
2. Wählen Sie den Gerätetyp NEC Projector connected to LAN aus.
3. Geben Sie die IP-Adresse des Projektors ein.
4. Klicken Sie auf Test.
5. Wiederholen Sie die Schritte 3 bis 4 nach Bedarf, bis die Meldung Connection OK! angezeigt wird.
Klicken Sie dann auf OK.
Siehe Kapitel 3, „Devices: Adding Single Devices“, im Benutzerhandbuch.

NaViSet Administrator 2 – Schnellstarthandbuch
Deutsch - 15
3.3. Hinzufügen von verketteten NEC-Großbildschirmen
Ein Verkettungshost ist ein NEC-Monitor, der an das LAN angeschlossen ist und an den ein oder mehrere
weitere Großbildschirme über RS232 oder LAN verbunden sind. Nach dem Hinzufügen im Netzwerk kann
NaViSet Administrator alle verketteten Monitore steuern.
Im Folgenden finden Sie eine Schnellstartanleitung zum Hinzufügen eines Verkettungshosts.
Hinweis: Obwohl dieses Verfahren für Monitormodelle mit LAN-Verkettung verwendet werden kann,
beschleunigt das Hinzufügen dieser Geräte anhand der IP-Adresse im Dialogfeld Add Multiple
Devices die Kommunikation und wird daher ausdrücklich empfohlen.
1. Klicken Sie auf , oder klicken Sie mit der rechten Maustaste auf eine Gruppe, und wählen Sie
Add Single Device aus.
2. Wählen Sie den Gerätetyp NEC large-screen display connected to LAN aus, und aktivieren Sie
das Kontrollkästchen This is the first display in a daisy chain.
3. Geben Sie die IP-Adresse des Monitors ein, der mit dem LAN verbunden ist.
4. Wählen Sie die niedrigste Monitor-ID in der Verkettung und die Gesamtzahl der verketteten
Monitore aus.
5. Klicken Sie in das Textfeld Monitor ID, und geben Sie die Monitor-ID des Monitors ein. Wenn Ihnen
die Monitor-ID nicht bekannt ist, behalten Sie Auto-Detect bei.
6. Klicken Sie auf Test.

NaViSet Administrator 2 – Schnellstarthandbuch
Deutsch - 16
7. Wiederholen Sie die Schritte 3 bis 6 nach Bedarf, bis die Meldung Connection OK! angezeigt wird.
Klicken Sie dann auf OK. Alle verketteten Großbildschirme werden der Gerätestruktur hinzugefügt.
Siehe Kapitel 3, „Devices: Adding Single Devices“, im Benutzerhandbuch.
3.4. Hinzufügen mehrerer Geräte
Wenn Sie eine große Zahl von Geräten hinzufügen müssen, ist es in der Regel einfacher und effizienter, diese
mit einer der Methoden für mehrere Geräte gleichzeitig zu verarbeiten. Verwenden Sie hierfür das Dialogfeld
Add Multiple Devices.
Hinweis: Verwenden Sie diese Methode nicht, um eine Gruppe von Großbildschirmen hinzuzufügen,
die über RS232 verkettet sind. Weitere Informationen finden Sie unter Hinzufügen von
verketteten NEC-Großbildschirmen.
Es gibt verschiedene Methoden, um mehrere Geräte gleichzeitig hinzuzufügen:
• IP-Adressbereich
• Import aus einer Textdatei oder Kalkulationstabelle
• Import aus einer anderen NaViSet Administrator-Datenbank
• Netzwerkenumeration
• Active Directory (nur Computer)
Im Folgenden finden Sie eine Schnellstartanleitung zum Hinzufügen mehrerer Großbildschirme mit den
IP-Adressen 192.168.1.10 bis 192.168.1.20.

NaViSet Administrator 2 – Schnellstarthandbuch
Deutsch - 17
1. Klicken Sie auf , oder klicken Sie mit der rechten Maustaste auf eine Gruppe, und wählen Sie
Add Multiple Devices aus.
2. Wählen Sie die Registerkarte NEC large-screen displays aus.
3. Klicken Sie auf Schaltfläche IP Address Range, und geben Sie die niedrigste und die höchste
IP-Adresse im Adressbereich der Geräte ein, die Sie hinzufügen möchten.
4. Wählen Sie Add to Table aus, um die Geräte der Tabelle hinzuzufügen, ohne die Verbindungen zu
testen. Wählen Sie Locate+Add to Table aus, damit die einzelnen Verbindungen getestet werden,
wenn das jeweilige Gerät der Tabelle hinzugefügt wird.
5. Überprüfen Sie die Ergebnisliste, und aktivieren oder deaktivieren Sie die Kontrollkästchen in der
ersten Spalte, um bestimmte Geräte ein- oder auszuschließen.
6. Wählen Sie Existing Group aus, um die Geräte einer vorhandenen Gruppe hinzuzufügen, oder
wählen Sie New Group aus, und geben Sie einen Namen ein, um eine neue Gruppe zu erstellen.
7. Klicken Sie auf Apply. Die Geräte werden der Gerätestruktur hinzugefügt, und es werden Abfragen
eingeleitet, um die grundlegenden Geräteinformationen auszulesen.
Siehe Kapitel 3, „Devices: Adding Multiple Devices“, im Benutzerhandbuch.
3.5. Bibliothek mit Anmeldeinformationen
Wenn eine Verbindung mit Windows-Remotecomputern hergestellt wird, müssen die Anmeldeinformationen
angegeben werden. Hierbei muss es sich um Anmeldeinformationen für Benutzer handeln, die über
ausreichende Zugriffsberechtigungen zur Verwaltung des Computers und zum Zugriff auf WMI verfügen.
Die Anmeldeinformationen bestehen aus einem Benutzernamen und einem Kennwort.
NaViSet Administrator beinhaltet die Funktion Credential Library zur Verwaltung von Anmeldeinformationen.
Diese Funktion erleichtert das Speichern und Nutzen von Anmeldeinformationen für den Zugriff auf mehrere
Computer.

NaViSet Administrator 2 – Schnellstarthandbuch
Deutsch - 18
Um die Bibliothek mit Anmeldeinformationen zu öffnen, klicken Sie auf , oder wählen Sie im Menü
Devices die Option Credential Library aus.
Dialogfeld Credential Library
Siehe Kapitel 6, „Credential Library“, im Benutzerhandbuch.

NaViSet Administrator 2 – Schnellstarthandbuch
Deutsch - 19
4. Abfragen und Steuern von Geräten
Informationen über die Geräte und die aktuellen Steuerungseinstellungen werden in
Geräteeigenschaftenfenstern angezeigt. Über die Geräteeigenschaftenfenster können
Sie Ihre NEC-Geräte auch interaktiv steuern.
Beispiel: Geräteeigenschaftenfenster
Um das Geräteeigenschaftenfenster für ein Gerät zu öffnen, doppelklicken Sie in der Gerätestruktur auf
das Gerät, oder klicken Sie mit der rechten Maustaste auf das Gerät, und wählen Sie im Kontextmenü die
Option Properties aus.
Hinweis: Geräteeigenschaftenfenster werden standardmäßig im Fensterbereich der Andockfenster
angezeigt.
Es kann eine beliebige Anzahl von Geräteeigenschaftenfenstern gleichzeitig geöffnet sein,
es wird jedoch nur ein Fenster pro Gerät unterstützt.
4.1. Abfragen von Geräten
Geräte können über das Geräteeigenschaftenfenster abgefragt werden, um die neuesten Informationen
abzurufen und diese in der Datenbank zu speichern.
So aktualisieren Sie die Geräteinformationen:

NaViSet Administrator 2 – Schnellstarthandbuch
Deutsch - 20
1. Doppelklicken Sie in der Gerätestruktur auf das Gerät, oder klicken Sie mit der rechten
Maustaste auf das Gerät, und wählen Sie im Kontextmenü die Option Properties aus. Ein neues
Geräteeigenschaftenfenster wird geöffnet. Hier werden die neuesten Einstellungen angezeigt,
die in der Datenbank gespeichert sind.
2. Beachten Sie auf der Registerkarte Info den Zeitstempel, und klicken Sie bei Bedarf auf Standard
Update, um die Datenbank mit den grundlegenden Geräteinformationen und dem Status zu
aktualisieren. Klicken Sie auf Full Update, um außerdem alle aktuellen Steuerungseinstellungen
abzurufen.
Hinweis: Das Gerät muss eingeschaltet sein, damit alle Informationen ausgelesen werden können.
Der Zeitstempel wird rot angezeigt, wenn er älter als 24 Stunden ist.
4.2. Steuern von Geräten
Die interaktive Steuerung eines Geräts erfolgt über das entsprechende Geräteeigenschaftenfenster.
Häufig verwendete Bedienelemente sind in einer Reihe von Kategorieregisterkarten aufgeteilt, z. B. Power,
Video und Geometry. Außerdem können Sie über die Registerkarte Custom auf alle vom Gerät
unterstützten Bedienelemente zugreifen.
Beispiel: Ändern einer häufig verwendeten Steuerungseinstellung
Im Folgenden finden Sie eine Schnellstartanleitung zum Sperren des On-Screen Displays, um das Ändern
der Einstellungen über die Bedientasten am Monitor zu verhindern.
Hinweis: Stellen Sie sicher, dass die Geräte eingeschaltet sind, bevor Sie Einstellungen anpassen.
1. Öffnen Sie das Geräteeigenschaftenfenster für das Gerät, indem Sie in der Gerätestruktur
auf das Gerät doppelklicken oder mit der rechten Maustaste auf das Gerät klicken und im
Kontextmenü die Option Properties auswählen.
2. Wählen Sie die Registerkarte OSD aus. Wenn Sie auf eine Registerkarte klicken, werden die
aktuellen Einstellungen in Echtzeit von dem Gerät abgerufen.
3. Klicken Sie im Feld Key Lock auf die Option Lock. Die Befehle werden in Echtzeit an das Gerät
übermittelt.

NaViSet Administrator 2 – Schnellstarthandbuch
Deutsch - 21
Beispiel: Ändern einer selten verwendeten Steuerungseinstellung
Die Registerkarten des Geräteeigenschaftenfensters enthalten nicht alle Bedienelemente, da in NEC-Monitoren
zahlreiche Bedienelemente eingesetzt werden. Auf die meisten Bedienelemente können Sie jedoch über die
Registerkarte Custom zugreifen.
Im Folgenden finden Sie eine Schnellstartanleitung zum Ändern der Seitenrandfarbe in fast Schwarz.
Hinweis: Stellen Sie sicher, dass die Geräte eingeschaltet sind, bevor Sie Einstellungen anpassen.
1. Öffnen Sie das Geräteeigenschaftenfenster für das Gerät, und wählen Sie die Registerkarte
Custom aus.
2. Suchen Sie das Steuerelement Side Border Color in der Liste Controls, und klicken Sie darauf. Das
Steuerelement wird der Liste Settings hinzufügt, und der aktuelle Wert wird in Echtzeit ausgelesen.
3. Klicken Sie auf den Schieberegler, ziehen Sie ihn auf den gewünschten Wert, und lassen Sie dann die
Maustaste los. Der neue Wert wird in Echtzeit an den Monitor übermittelt.
4. Optional: Klicken Sie auf Save List, um die aktuelle Liste der Steuerelemente zu speichern, sodass
diese automatisch geöffnet werden, wenn die Registerkarte Custom für das Gerät ausgewählt wird.

NaViSet Administrator 2 – Schnellstarthandbuch
Deutsch - 22
5. Erstellen und Ausführen von Aufgaben
Aufgaben sind Vorgänge, die Abfragen oder Befehle für ein oder mehrere Geräte ausführen. Die Ausführung
der Aufgaben kann für einen bestimmten Zeitpunkt oder nach Bedarf geplant werden und kann für
angegebene Zeitspannen und Intervalle erfolgen.
In NaViSet Administrator können 3 grundlegende Aufgabentypen ausgeführt werden:
• Befehlsaufgaben: Hierbei werden Einstellungen geändert oder bestimmte Vorgänge für Geräte
ausgeführt. Beispiel: Einschalten des Monitors, Auswählen eines bestimmten Videoeingangs oder
Auswählen eines bestimmten Kanals im TV-Tuner. Mithilfe von Befehlsaufgaben kann auch eine
vordefinierte Konfiguration mit mehreren Einstellungen erstellt werden, die dann an Monitore übertragen
werden kann, um die Konfiguration zu erleichtern.
• Bedingte Aufgaben: Hierbei werden in regelmäßigen Intervallen eine oder mehrere Einstellungen oder
Parameter von Geräten ausgelesen, und es werden Warnungen ausgegeben, wenn ein oder mehrere
Werte außerhalb eines angegebenen Bereichs liegen, von einem angegebenen Wert abweichen oder sich
ändern. Beispielsweise kann eine Warnung ausgegeben werden, wenn die interne Temperatur eines
Monitors einen bestimmten Wert überschreitet oder ein Monitor einen Diagnosefehler meldet.
• Informationsaufgaben: Hierbei werden in regelmäßigen Intervallen eine oder mehrere Einstellungen
oder Parameter von Geräten ausgelesen und die Werte in Echtzeit angezeigt. Ein Anwendungsbeispiel ist
die Überwachung der internen Temperatur eines Monitors.
Wenn eine Aufgabe ausgeführt wird, versucht diese, den angegebenen Vorgang für jedes Gerät
abzuschließen, das in der Aufgabe ausgewählt wurde. Bedingte und Informationsaufgaben können so
festgelegt werden, dass die Geräte unbegrenzt oder für eine bestimmte Zeitdauer in spezifischen Intervallen
abgefragt werden.
Bei allen Aufgabentypen wird der Ergebnisverlauf für die einzelnen Vorgänge in der Datenbank gespeichert.
Dieser Verlauf kann während der Aufgabenausführung und auch später angezeigt werden. Der Aufgabenverlauf
kann außerdem über die Zwischenablage, eine Excel-Tabelle oder eine durch Trennzeichen getrennte
Textdatei exportiert werden.
Aufgabenbibliothek
Alle Aufgaben können im Fenster Task Library verwaltet werden.Aufgabenkönnen über die
Aufgabenbibliothek erstellt, bearbeitet, dupliziert und gelöscht werden. Der Ausführungsverlauf einer
Aufgabe kann angezeigt und exportiert werden.

NaViSet Administrator 2 – Schnellstarthandbuch
Deutsch - 23
Um die Aufgabenbibliothek zu öffnen, klicken Sie auf , oder wählen Sie im Menü Tasks die Option Task
Library aus.
Dialogfeld Task Library
Aufgaben-Manager
Das Fenster Task Manager ist in 3 Abschnitte unterteilt: Inactive Tasks, Active Tasks und Alerts.
Andockfenster Task Manager

NaViSet Administrator 2 – Schnellstarthandbuch
Deutsch - 24
Inactive Tasks
In der Tabelle Inactive Tasks werden die in der Datenbank definierten Aufgaben angezeigt, die derzeit nicht
ausgeführt werden. Wenn Sie neue Aufgaben erstellen, werden diese in dieser Tabelle hinzugefügt. Über die
Tabelle Inactive Tasks können Sie mehrere Aufgabenvorgänge einleiten:
• Klicken Sie auf , um das Dialogfeld Task Properties zum Anzeigen oder Bearbeiten der Aufgabe
zu öffnen.
• Klicken Sie auf , um das Fenster Task History Viewer zu öffnen, in dem die Ergebnisse zuvor
ausgeführter Aufgaben angezeigt werden.
• Aktivieren bzw. deaktivieren Sie das Kontrollkästchen in der Zelle Next Start Time, um die Startoption
zwischen geplanten und ungeplantem Start umzuschalten.
• Klicken Sie auf , um die Aufgabe manuell auszuführen.
Active Tasks
In der Tabelle Active Tasks werden die in der Datenbank definierten Aufgaben angezeigt, die derzeit
ausgeführt werden. Bei einem manuellen oder automatischen Start wird die Aufgabe aus der Tabelle Inactive
Tasks in die Tabelle Active Tasks verschoben. Nach Abschluss der Aufgabe wird diese wieder in die Tabelle
Inactive Tasks verschoben. Über die Tabelle Active Tasks können Sie mehrere Aufgabenvorgänge einleiten:
• Klicken Sie auf , um das Fenster Task Viewer zu öffnen und die derzeit ausgeführte Aufgabe in
Echtzeit zu überwachen.
• Klicken Sie auf , um die Aufgabe zu beenden.
Alerts
In der Tabelle Alerts werden alle Warnungen angezeigt, die von bedingten Aufgaben generiert wurden.
Alle Warnungen werden in der Datenbank gespeichert, bis sie durch Klicken auf die Schaltfläche Clear aus
der Tabelle entfernt werden.
Hinweis: Die in der aktuellen Sitzung generierten Warnungen werden in roter Farbe, Warnungen aus
früheren Sitzungen in der Standardtextfarbe angezeigt.
Siehe Kapitel 7, „Tasks“, im Benutzerhandbuch.
5.1. Erstellen von Aufgaben
Aufgaben können mit einem schrittweisen Assistenten im Task Builder Wizard erstellt werden. Diese
Funktion ist im Menü Tasks oder über die Schaltfläche Task Builder Wizard verfügbar. Der Assistent bietet
eine Erklärung für jeden Schritt bei der Erstellung einer Aufgabe.
Sie können Aufgaben auch direkt erstellen, indem Sie im Menü Tasks die Option New Task auswählen, indem
Sie auf die Schaltfläche New Task klicken, oder indem Sie in der Aufgabenbibliothek die Option New auswählen.
Siehe Kapitel 7, „Tasks: Creating Tasks“, im Benutzerhandbuch.

NaViSet Administrator 2 – Schnellstarthandbuch
Deutsch - 25
Befehlsaufgaben
Befehlsaufgaben werden verwendet, um die Einstellungen Ihrer NEC-Geräte zu ändern. Im Folgenden
finden Sie eine Schnellstartanleitung zum Erstellen einer Befehlsaufgabe.
1. Klicken Sie auf , oder wählen Sie im Menü Tasks die Option New Task aus.
2. Geben Sie auf der Registerkarte Settings einen Namen für die Aufgabe ein. Die Beschreibung ist
optional. Vergewissern Sie sich, dass der Aufgabentyp Command ausgewählt ist.
3. Klicken Sie auf die Registerkarte Devices, und aktivieren Sie die Kontrollkästchen neben allen
Geräten, die bei der Aufgabe berücksichtigt werden sollen.
4. Klicken Sie auf die Registerkarte Commands, und führen Sie für jeden Befehl, der übermittelt
werden soll, Folgendes aus:
• Suchen Sie das Steuerelement in der Strukturliste, und klicken Sie darauf. Das Steuerelement
wird der Liste Commands hinzugefügt.
• Legen Sie den Wert des Steuerelements fest.
5. Optional: Klicken Sie auf die Registerkarte Display Schedule, wenn Sie Zeitpläne im Gerät
festlegen möchten.
6. Optional: Klicken Sie auf die Registerkarte IR Remote, wenn diese Aufgabe einen oder mehrere
Befehle wie von der Infrarot-Fernbedienung senden soll.
7. Optional: Klicken Sie auf die Registerkarte Notifications, wenn Sie per E-Mail über den
Abschlussstatus oder über Warnungen während der Ausführung benachrichtigt werden möchten.
8. Optional: Klicken Sie auf die Registerkarte Schedule, wenn Sie den Start der Aufgabe in
regelmäßigen Intervallen festlegen möchten.
9. Optional: Klicken Sie auf die Registerkarte Summary, um alle Aufgabeneinstellungen zu
überprüfen, und klicken Sie dann auf OK.
Eine erstellte Aufgabe wird in der Tabelle Inactive Tasks im Fenster Task Manager aufgeführt.
Siehe Kapitel 7, „Tasks: Creating a New Command Task“, im Benutzerhandbuch.
23456789

NaViSet Administrator 2 – Schnellstarthandbuch
Deutsch - 26
Bedingte Aufgaben
Bedingte Aufgaben werden verwendet, um die Einstellungen oder Parameter von Geräten in regelmäßigen
Intervallen zu überprüfen und um Warnungen auszugeben, wenn Werte außerhalb eines angegebenen
Bereichs liegen oder sich geändert haben. Im Folgenden finden Sie eine Schnellstartanleitung zum
Erstellen einer bedingten Aufgabe.
1. Klicken Sie auf , oder wählen Sie im Menü Tasks die Option New Task aus.
2. Geben Sie auf der Registerkarte Settings einen Namen für die Aufgabe ein. Die Beschreibung
ist optional.
3. Wählen Sie den Aufgabentyp Conditional aus, und geben Sie an, wie oft die Geräte abgefragt
werden sollen.
4. Klicken Sie auf die Registerkarte Devices, und aktivieren Sie die Kontrollkästchen neben allen
Geräten, die bei der Aufgabe berücksichtigt werden sollen.
5. Klicken Sie auf die Registerkarte Conditions, und führen Sie für jede Einstellung, die überprüft
werden soll, Folgendes aus:
• Suchen Sie die Einstellung in der Strukturliste, und klicken Sie darauf. Das Steuerelement wird
der Liste Conditions hinzugefügt.
• Passen Sie die Steuerelemente an, um den gewünschten bedingten Ausdruck zu erstellen.
6. Optional: Klicken Sie auf die Registerkarte Notifications, wenn Sie per E-Mail über
ungewöhnliche Bedingungen, den Abschlussstatus oder über Warnungen während der
Ausführung benachrichtigt werden möchten.
7. Optional: Klicken Sie auf die Registerkarte Schedule, wenn Sie den Start der Aufgabe in
regelmäßigen Intervallen festlegen möchten.
8. Optional: Klicken Sie auf die Registerkarte Summary, um alle Aufgabeneinstellungen zu
überprüfen, und klicken Sie dann auf OK.
2456 7 8

NaViSet Administrator 2 – Schnellstarthandbuch
Deutsch - 27
Nach der Erstellung wird die Aufgabe der Tabelle Inactive Tasks im Fenster Task Manager hinzugefügt.
Siehe Kapitel 7, „Tasks: Creating Conditional Tasks“, im Benutzerhandbuch.
Informationsaufgaben
Verwenden Sie Informationsaufgaben, um eine oder mehrere Einstellungen oder Parameter in
regelmäßigen Intervallen von Geräten auszulesen und die Werte in Echtzeit anzuzeigen. Im Folgenden finden
Sie eine Schnellstartanleitung zum Erstellen einer Informationsaufgabe.
1. Klicken Sie auf , oder wählen Sie im Menü Tasks die Option New Task aus.
2. Geben Sie auf der Registerkarte Settings einen Namen für die Aufgabe ein. Die Beschreibung
ist optional.
3. Wählen Sie den Aufgabentyp Informational aus, und geben Sie an, wie oft die Geräte abgefragt
werden sollen.
4. Klicken Sie auf die Registerkarte Devices, und aktivieren Sie die Kontrollkästchen neben allen
Geräten, die bei der Aufgabe berücksichtigt werden sollen.
5. Klicken Sie auf die Registerkarte Query Items, suchen Sie für jede auszulesende Einstellung das
entsprechende Element in der Strukturliste, und klicken Sie darauf. Das Element wird der Liste
Query Items hinzugefügt.
6. Optional: Klicken Sie auf die Registerkarte Notifications, wenn Sie per E-Mail über den
Abschlussstatus oder über Warnungen während der Ausführung benachrichtigt werden möchten.
7. Optional: Klicken Sie auf die Registerkarte Task Schedule, wenn Sie den Start der Aufgabe in
regelmäßigen Intervallen festlegen möchten.
8. Optional: Klicken Sie auf die Registerkarte Summary, um alle Aufgabeneinstellungen zu
überprüfen, und klicken Sie dann auf OK.
2 4 5 6 78

NaViSet Administrator 2 – Schnellstarthandbuch
Deutsch - 28
Nach der Erstellung wird die Aufgabe der Tabelle Inactive Tasks im Fenster Task Manager hinzugefügt.
Siehe Kapitel 7, „Tasks: Creating Informational Tasks“, im Benutzerhandbuch.
E-Mail-Benachrichtigungen
E-Mail-Benachrichtigungen ermöglichen es der Anwendung, eine oder mehrere Personen per E-Mail über
den Status einer Aufgabe zu informieren. So könnte beispielsweise ein Administrator benachrichtigt werden,
wenn eine sehr lange Aufgabe abgeschlossen wurde, die Hunderte von Geräten umfasst, oder wenn während
der Ausführung eine ungewöhnliche Bedingung aufgetreten ist. E-Mail-Benachrichtigungen können für alle
Aufgabentypen festgelegt werden.
Im Folgenden finden Sie eine Schnellstartanleitung zum Hinzufügen einer E-Mail-Benachrichtigung beim
Erstellen einer neuen Aufgabe.
1. Klicken Sie auf die Registerkarte Notifications und dann auf Add a Notification.
2. Klicken Sie in das Kombinationsfeld Notification Type, und wählen Sie Email Message aus.
3. Geben Sie im Dialogfeld Notification Settings die E-Mail-Adresse des Empfängers ein. Sie können
auch unter Supplemental Message eine ergänzende Nachricht eingeben, die am Ende aller
E-Mail-Nachrichten hinzugefügt wird.
4. Klicken Sie auf OK, um das Dialogfeld Notification Settings zu schließen.
5. Aktivieren Sie das Kontrollkästchen Alert Conditions.

NaViSet Administrator 2 – Schnellstarthandbuch
Deutsch - 29
Siehe Kapitel 7, „Tasks: Notifications Tab“, im Benutzerhandbuch.
Planen von Aufgaben
Die Registerkarte Task Schedule wird verwendet, um festzulegen, wie und wann eine Aufgabe gestartet
werden soll. Die Ausführung von Aufgaben kann als On Demand (manueller Start) festgelegt werden, oder
unter Scheduled wird die Ausführung in einem angegebenen Intervall festgelegt. Temporäre Aufgaben vom
Typ Temporary müssen manuell gestartet werden und sind nur während der derzeit geöffneten Sitzung von
NaViSet Administrator vorhanden. Die Planung wird für alle Aufgabentypen unterstützt.
Im Folgenden finden Sie eine Schnellstartanleitung zum Festlegen des Starts einer Aufgabe für 5:00 Uhr
an jedem zweiten Montag.
1. Klicken Sie auf die Registerkarte Task Schedule, und wählen Sie die Startoption Scheduled aus.
2. Passen Sie die Steuerelemente für Start Schedule wie oben gezeigt an.
Siehe Kapitel 7, „Tasks: Task Schedule Tab“, im Benutzerhandbuch.

NaViSet Administrator 2 – Schnellstarthandbuch
Deutsch - 30
5.2. Ausführen von Aufgaben
Wenn Sie eine Aufgabe erstellen, erstellen Sie eigentlich ein Aufgabenskript, das in der Datenbank
gespeichert wird. Die Aufgabe muss anschließend ausgeführt werden, damit die vorgesehenen Vorgänge
durchgeführt werden.
Aufgaben können entweder On Demand (manuell) gestartet werden, oder Sie legen unter Scheduled einen
automatischen Start fest.
So führen Sie eine Aufgabe On Demand (manuell) aus:
1. Klicken Sie im Fenster Task Manager in der Tabelle Inactive Tasks auf die Schaltfläche
der Aufgabe.
2. Optional: Klicken Sie in der Tabelle Active Tasks auf , um das Fenster Task Viewer zu
öffnen und die Aufgabe in Echtzeit zu überwachen.
3. Optional: Klicken Sie in der Tabelle Active Tasks auf , um die Aufgabe zu beenden.
5.3. Aufgabenverlauf
Alle Aufgabenergebnisse werden nach Abschluss standardmäßig in der Datenbank gespeichert. Über das
Fenster Task History Viewer können Sie die Aufgabenergebnisse dann anzeigen, exportieren und löschen.
Um das Fenster Task History Viewer zu öffnen, klicken Sie im Fenster Task Manager in der Tabelle Inactive
Tasks auf .
Andockfenster Task History

NaViSet Administrator 2 – Schnellstarthandbuch
Deutsch - 31
Über das Fenster Task History Viewer können Sie mehrere Vorgänge einleiten:
• Wählen Sie eine bestimmte Version der Aufgabenergebnisse aus, indem Sie in der Dropdownliste Show
Task Ending On das Abschlussdatum und die Abschlusszeit auswählen.
• Klicken Sie auf die Schaltfläche Delete, um die ausgewählte Version der Aufgabenergebnisse dauerhaft
aus der Datenbank zu löschen.
• Klicken Sie auf die Schaltfläche Export, um die ausgewählte Version der Aufgabenergebnisse in eine
Kalkulationstabelle oder eine Textdatei zu exportieren.
• Wählen Sie in der Tabelle Task Data einen bestimmten Gerätetyp aus, um alle anderen Geräte
herauszufiltern.
• Aktivieren Sie Enable Column Sorting, und klicken Sie in eine Spalte, um die Tabelle nach dieser Spalte
zu sortieren.
Siehe Kapitel 7, „Tasks: Task History“, im Benutzerhandbuch.

NaViSet Administrator 2 – Schnellstarthandbuch
Deutsch - 32
6. Erstellen und Ausführen von Berichten
Berichte sind Vorgänge, die ausgewählte Einstellungswerte und Informationen von einem oder mehreren
Geräten erfassen und mit den Ergebnissen einen Bericht erstellen.
Diese Vorgänge können in Echtzeit ausgeführt werden (d. h., die Geräte werden bei Ausführung des
Vorgangs abgefragt), oder es werden Informationen verwendet, die für die einzelnen Geräte in der
Datenbank gespeichert sind. Es können auch Hybridabfragen festgelegt werden, bei denen die Geräte nur
dann abgefragt werden, wenn die Daten in der Datenbank älter als eine angegebene Zeitspanne sind. Diese
Option ist nützlich, um die Zahl unnötiger Echtzeitabfragen auf den Geräten zu verringern, da diese Abfragen
erheblich langsamer als Abfragen der Datenbank sind.
Die Ergebnisse eines Berichts können in der Datenbank oder in einer Ausgabedatei gespeichert werden,
z. B. in einer Excel-Tabelle oder in einer durch Trennzeichen getrennten Textdatei. Beim Speichern in der
Datenbank können die Berichtsergebnisse jederzeit über das Fenster Report History Viewer angezeigt
werden. Die Berichtsergebnisse werden für jeden generierten Bericht gespeichert und können einzeln
ausgewählt werden. Im Laufe der Zeit ergibt sich auf diese Weise ein Berichtsverlauf.
Beispiele für die Verwendung von Berichten:
• Nachverfolgen der Computer und Monitore in einer Organisation durch Protokollieren von Gerätenamen,
Modell, Seriennummer und Inventarkennzeichen
• Nachverfolgen der Betriebsstunden der Monitore, der Einsparungen bei der CO2-Bilanz oder weiterer
Parameter und unterstützter Einstellungen, die von den Geräten ausgelesen werden können
Berichtsbibliothek
Berichte werden mithilfe des Fensters Report Library verwaltet.Berichte können über die Berichtsbibliothek
erstellt, bearbeitet, dupliziert und gelöscht werden. Der Ausführungsverlauf eines Berichts kann angezeigt
und exportiert werden.
Um die Berichtsbibliothek zu öffnen, klicken Sie auf , oder wählen Sie im Menü Reports die Option
Report Library aus.
Dialogfeld Report Library

NaViSet Administrator 2 – Schnellstarthandbuch
Deutsch - 33
Berichts-Manager
Das Fenster Report Manager ist in 2 Abschnitte unterteilt: Active Reports und Inactive Reports.
Andockfenster Report Manager
Tabelle „Active Reports“
In der Tabelle Active Reports werden die in der Datenbank definierten Berichte angezeigt, die derzeit
ausgeführt werden. Nach dem Start wird der Bericht aus der Tabelle Inactive Reports in die Tabelle Active
Reports verschoben. Nach Abschluss des Berichts wird dieser wieder in die Tabelle Inactive Reports
verschoben. Über die Tabelle Active Reports können Sie mehrere Vorgänge einleiten:
• Klicken Sie auf , um das Fenster ReportViewer zu öffnen und den derzeit ausgeführten Bericht in
Echtzeit zu überwachen.
• Klicken Sie auf , um den Bericht zu beenden.
Tabelle „Inactive Reports“
In der Tabelle Inactive Reports werden die in der Datenbank definierten Berichte angezeigt, die derzeit nicht
ausgeführt werden. Wenn Sie neue Berichte erstellen,werden diese in dieser Tabelle hinzugefügt. Über die
Tabelle Inactive Reports können Sie mehrere Vorgänge einleiten:
• Klicken Sie auf , um das Dialogfeld Report Properties zum Anzeigen oder Bearbeiten des Berichts
zu öffnen.
• Klicken Sie auf , um das Fenster Report History Viewer zu öffnen, in dem die Ergebnisse zuvor
ausgeführter Berichte angezeigt werden.
• Klicken Sie auf , um den Bericht auszuführen.
Siehe Kapitel 8, „Reports“, im Benutzerhandbuch.

NaViSet Administrator 2 – Schnellstarthandbuch
Deutsch - 34
6.1. Erstellen von Berichten
Im Folgenden finden Sie eine Schnellstartanleitung zum Erstellen eines Berichts.
1. Klicken Sie auf , oder wählen Sie im Menü Reports die Option New Report aus.
2. Führen Sie auf der Registerkarte Settings folgende Schritte aus:
• Geben Sie einen Namen für den Bericht ein. Die Beschreibung ist optional.
• Wählen Sie einen Berichtstyp aus. Database Reports werden unter ausschließlicher Verwendung
der Informationen aus der Datenbank erstellt, während Real-time Reports die ausgewählten
Geräte während der Ausführung abfragen.
• Aktivieren Sie das Kontrollkästchen Query only if local device information is older than...,
um sowohl einen Bericht mit Informationen aus der Datenbank als auch Echtzeitabfragen von
Geräten zu erstellen, die innerhalb einer angegebenen Zeitspanne nicht aktualisiert wurden.
3. Klicken Sie auf die Registerkarte Devices, und aktivieren Sie die Kontrollkästchen neben allen
Geräten, die im Bericht berücksichtigt werden sollen.
Hinweis: An Windows-Computer angeschlossene Anzeigegeräte sowie verkettete Monitore werden
auf der Registerkarte Devices nicht aufgeführt. Diese Geräte werden bei Ausführung des
Berichts automatisch erkannt und hinzugefügt.
4. Klicken Sie auf die Registerkarte Query Items, suchen Sie für jede Spalte des Berichts das
entsprechende Element in der Strukturliste, und klicken Sie darauf. Das Element wird der Liste
Query Items hinzugefügt.
Hinweis: Mehrere Elemente werden standardmäßig hinzugefügt. Die Listenelemente mit rotem
Hintergrund dienen der Geräteidentifikation und sind obligatorisch.
5. Klicken Sie auf die Registerkarte Output, und wählen Sie die Ausgabetypen aus.
6. Optional: Klicken Sie auf die Registerkarte Summary, um alle Berichtseinstellungen zu überprüfen,
und klicken Sie dann auf OK.
2 3 456

NaViSet Administrator 2 – Schnellstarthandbuch
Deutsch - 35
Nachdem der Bericht erstellt wurde, wird er dem Fenster Report Library und der Tabelle Inactive Reports
im Fenster Report Manager hinzugefügt.
Siehe Kapitel 8, „Reports: Creating Reports“, im Benutzerhandbuch.
6.2. Ausführen von Berichten
Wenn Sie einen Bericht erstellen, erstellen Sie eigentlich ein Berichtsskript, das in der Datenbank gespeichert
wird. Sie müssen den Bericht anschließend ausführen, um die Berichtstabelle oder -textdatei zu erstellen.
So führen Sie einen Bericht aus:
1. Klicken Sie im Fenster Report Manager in der Tabelle Inactive Reports auf die Schaltfläche des
Berichts.
2. Optional: Klicken Sie in der Tabelle Active Reports auf , um den Bericht in Echtzeit zu überwachen.
3. Optional: Klicken Sie in der Tabelle Active Reports auf , um den Bericht zu beenden.
Wenn bei der Erstellung des Berichts eine Ausgabedatei angegeben wurde, wird die resultierende
Berichtsdatei nach Abschluss automatisch im Standardprogramm für diesen Dateityp geöffnet.
Hinweis: Verwenden Sie die Option Open report files on completion unter Preferences, um diese
Option zu aktivieren bzw. zu deaktivieren.
6.3. Berichtsverlauf
Alle Berichtsergebnisse werden nach Abschluss standardmäßig in der Datenbank gespeichert. Über das
Fenster Report History Viewer können Sie die Berichte dann anzeigen, exportieren und löschen.
Um das Fenster Report History Viewer zu öffnen, klicken Sie im Fenster Report Manager in der Tabelle
Inactive Reports auf .

NaViSet Administrator 2 – Schnellstarthandbuch
Deutsch - 36
Andockfenster Report History
Über das Fenster Report History Viewer können Sie mehrere Vorgänge einleiten:
• Wählen Sie eine bestimmte Version des Berichts aus, indem Sie in der Dropdownliste Show Report
Ending On das Abschlussdatum und die Abschlusszeit auswählen.
• Klicken Sie auf die Schaltfläche Delete, um die ausgewählte Version des Berichts dauerhaft aus
der Datenbank zu löschen.
• Klicken Sie auf die Schaltfläche Export, um die ausgewählte Version des Berichts in eine
Kalkulationstabelle oder eine Textdatei zu exportieren.
• Wählen Sie in der Tabelle Report Data einen bestimmten Gerätetyp aus, um alle anderen Geräte
herauszufiltern.
• Aktivieren Sie Enable Column Sorting, und klicken Sie in eine Spalte, um die Tabelle nach dieser
Spalte zu sortieren.
Siehe Kapitel 8, „Reports: Report History“, im Benutzerhandbuch.

NaViSet Administrator 2
Guide de démarrage rapide
Français

NaViSet Administrator 2 : guide de démarrage rapide
Français - 2
1. À propos de NaViSet Administrator 2 ................................................................. 3
1.1. CONFIGURATION SYSTEME REQUISE ............................................................................ 3
1.2. PRESENTATION DE L'INTERFACE UTILISATEUR ................................................................. 4
1.3. PRISE EN MAIN .................................................................................................... 8
2. Préparation des équipements ............................................................................. 9
2.1. MONITEURS NEC POUR ORDINATEUR DE BUREAU ............................................................ 9
2.2. MONITEURS NEC A ECRAN LARGE ............................................................................ 10
2.3. PROJECTEURS NEC ............................................................................................. 11
3. Mappage du réseau .......................................................................................... 12
3.1. CREATION DE GROUPES ........................................................................................ 12
3.2. AJOUT D'EQUIPEMENTS UN PAR UN ........................................................................... 13
3.3. AJOUT DE MONITEURS NEC A ECRAN LARGE CONNECTES EN SERIE ...................................... 16
3.4. AJOUT DE PLUSIEURS EQUIPEMENTS .......................................................................... 17
3.5. BIBLIOTHEQUE D'IDENTIFIANTS ............................................................................... 18
4. Obtention d'informations et contrôle des équipements .................................... 19
4.1. OBTENTION D'INFORMATIONS SUR LES EQUIPEMENTS ..................................................... 19
4.2. CONTROLE DES EQUIPEMENTS ................................................................................. 20
5. Création et exécution de tâches ....................................................................... 22
5.1. CREATION DE TACHES .......................................................................................... 24
Tâches de type Commandes ............................................................................... 24
Tâches de type Conditionnelle ............................................................................. 26
Tâches de type Informative ................................................................................ 27
Envoi de notifications par e-mail .......................................................................... 28
Programmation de tâches ................................................................................... 29
5.2. EXECUTION DE TACHES ......................................................................................... 29
5.3. HISTORIQUE DES TACHES ...................................................................................... 30
6. Création et exécution de rapports .................................................................... 31
6.1. CREATION DE RAPPORTS ....................................................................................... 33
6.2. EXECUTION DE RAPPORTS ...................................................................................... 34
6.3. HISTORIQUE DE RAPPORTS .................................................................................... 34

NaViSet Administrator 2 : guide de démarrage rapide
Français - 3
1. À propos de NaViSet Administrator 2
NaViSet Administrator est un système permettant la gestion des équipements et la commande via réseau
des moniteurs et projecteurs NEC. Il permet d'effectuer les actions suivantes :
• Surveiller automatiquement l'état de fonctionnement et les paramètres de vos équipements NEC ;
• Envoyer automatiquement des messages d'alerte par e-mail en cas de situation anormale, par exemple
en cas de survenue d'une surchauffe, d'une panne du ventilateur ou d'erreurs de diagnostic ;
• Accéder et ajuster les nombreux paramètres de vos équipements NEC à l'aide d'interfaces similaires à
celles s'affichant sur leurs écrans respectifs (menu OSD) et d'unités de commande à distance ;
• Surveiller l'état de fonctionnement des ordinateurs Windows connectés à votre réseau, ainsi que des
ordinateurs monocarte reliés à vos moniteurs NEC ;
• Créer des rapports détaillés sur les ressources, l'état de fonctionnement et les paramètres de vos
équipements, et les exporter aux formats de feuille de calcul les plus courants.
À propos de ce document
L'objectif de ce document est de vous guider dans la découverte du système NaViSet Administrator. Les
références citées tout au long de ce document, telles que celle figurant ci-dessous, vous redirigeront vers les
rubriques connexes du Guide de l'utilisateur de NaViSet Administrator, dans lesquelles vous trouverez
des informations plus complètes.
Reportez
-vous au chapitre 1, section « Introduction to NaViSet Administrator »
(Présentation de NaViSet Administrator) du guide de l'utilisateur
Remarque :
le guide de l'utilisateur de NaViSet Administrator est actuellement disponible en anglais uniquement.
1.1. Configuration système requise
Système
d'exploitation
Versions 32 et 64 bits de Microsoft Windows XP, Server 2003, Vista, Windows 7 et Windows 8.
LAN
Interface LAN TCP/IP standard. Des adresses IP statiques sont requises pour la plupart des
moniteurs connectés directement au réseau LAN, sauf lorsque la résolution du nom d'hôte est
prise en charge.
Ressources
système
64 Mo d'espace disque disponible au minimum pour l'installation.
Environ 50 Mo d'espace disque disponible par tranche de 100 équipements, pour le stockage
de la base de données.
96 Mo de mémoire RAM au minimum (192 Mo recommandés).
Logiciels
Utilisation d'Adobe Reader X ou version ultérieure recommandée pour visualiser le guide de
l'utilisateur.
Logiciel Open Hardware Monitor (facultatif) afin de surveiller la température de l'ordinateur et
l'état du ventilateur.

NaViSet Administrator 2 : guide de démarrage rapide
Français - 4
Moniteurs pris en charge
NaViSet Administrator prend en charge les modèles de moniteur NEC suivants :
• Moniteurs NEC pour ordinateur de bureau ;
• Moniteurs NEC à écran large ;
• Projecteurs NEC équipés de ports LAN ou RS232.
Remarque : les moniteurs NEC à écran large de série E ne sont pas pris en charge.
Consultez le site Web de NEC pour obtenir la liste des modèles spécifiques la plus récente.
Les options et fonctionnalités prises en charge varient en fonction du modèle.
1.2. Présentation de l'interface utilisateur
Fenêtre principale
1
Menu principal et barre d'outils
2
Arborescence d'équipements
3
Barre d'état
4
Onglets des fenêtres ancrées
5
Zone d'affichage des fenêtres ancrées
6
Barre de titre de la fenêtre ancrée
1
2
3
4
6
5

NaViSet Administrator 2 : guide de démarrage rapide
Français - 5
Menu principal et barre d'outils
Le menu principal est divisé en 8 sous-menus. Au-dessous du menu principal se trouve une barre d'outils
permettant un accès rapide à de nombreuses fonctionnalités.
Menu File
New : permet de créer un nouveau fichier de base de données.
Open... : permet d'ouvrir un fichier de base de données existant.
Save : permet d'enregistrer le fichier de base de données actuel.
Save as... : permet d'enregistrer la base de données actuelle sous un nom différent.
Menu Edit
Copy : permet de copier des données de la table sélectionnée dans le presse-papier de Windows.
Paste : fonction actuellement non utilisée.
Delete : permet de supprimer le groupe ou l'équipement sélectionné dans l'arborescence
d'équipements.
Rename : permet de renommer le groupe ou l'équipement sélectionné dans l'arborescence d'équipements.
Standard Device Info Update : permet d'effectuer une mise à jour standard des éléments
sélectionnés dans l'arborescence d'équipements.
Full Device Info Update : permet d'effectuer une mise à jour complète des équipements sélectionnés
dans l'arborescence.
Cancel All Updates : permet d'annuler toutes les mises à jour standard ou complètes en cours sur les
équipements.
Properties : permet d'ouvrir la fenêtre des propriétés de l'équipement sélectionné dans l'arborescence.
Menu View
Status Bar : permet de masquer ou d'afficher la barre d'état située dans la partie inférieure de la fenêtre
principale.
Toolbars : permet de masquer ou d'afficher les boutons de la barre d'outils.
Menu Devices
Add Single Device... : permet d'ajouter un nouvel équipement à la base de données. Reportez-vous à
la section 3.2. Ajout d'équipements un par un en page 13.
Add Multiple Devices... : permet d'ajouter plusieurs équipements à la base de données.
Reportez-vous à la section 3.4. Ajout de plusieurs équipements en page 17.
Add Group.... : permet d'ajouter un nouveau groupe dans l'arborescence d'équipements.
Reportez-vous à la section 3.1. Création de groupes en page 12.
Test Connection : permet de tester la connexion à un équipement afin de vérifier que ce dernier est
accessible sur le réseau.
Credential Library... : permet d'ouvrir la bibliothèque d'identifiants d'accès. Reportez-vous à la
section 3.5. Bibliothèque d'identifiants en page 18.
Menu Tasks

NaViSet Administrator 2 : guide de démarrage rapide
Français - 6
New Task... : permet de créer une nouvelle tâche. Reportez-vous à la section 5. Création et exécution
de tâches en page 22.
Task Builder Wizard... : permet de créer une nouvelle tâche à l'aide de l'assistant.
Task Library... : permet d'ouvrir la bibliothèque de tâches.
Show/Hide Alerts : permet d'afficher ou de masquer la liste des messages d'alerte.
Show/Hide Active Tasks : permet d'afficher ou de masquer la liste des tâches actives.
Show/Hide Inactive Tasks : permet d'afficher ou de masquer la liste des tâches inactives.
Menu Reports
New report... : permet de créer un nouveau rapport. Reportez-vous à la section 6. Création et
exécution de rapports en page 31.
Report Library... : permet d'ouvrir la bibliothèque de rapports.
Show/Hide Active Reports : permet d'afficher ou de masquer la liste des rapports actifs.
Show/Hide Inactive Reports : permet d'afficher ou de masquer la liste des rapports inactifs.
Menu Tools
Preferences : permet d'ouvrir la fenêtre Préférences de l'application.
Menu Help
Help : permet d'accéder au système d'aide en ligne.
Check for Updates : permet de vérifier auprès du système de mises à jour si une nouvelle version des
logiciels NEC est disponible. Une connexion Internet est requise pour effectuer cette opération.
About NaViSet Administrator 2... : permet d'afficher les informations relatives à la version des logiciels
et de la base de données.
Arborescence d'équipements
L'arborescence d'équipements affiche l'ensemble des moniteurs et des ordinateurs connectés à la base de
données actuelle. Les équipements sont classés dans des dossiers, ou groupes, de manière logique, en
fonction de leur emplacement ou du service auquel ils sont associés, par exemple.
Cette arborescence comprend un menu contextuel qui permet d'accéder rapidement aux fonctionnalités
courantes. Pour ouvrir ce menu, cliquez sur un équipement à l'aide du bouton droit de la souris. Le menu
contextuel s'ouvre alors, affichant les éléments de menu disponibles pour l'équipement en question, ainsi que
l'état actuel de l'application.

NaViSet Administrator 2 : guide de démarrage rapide
Français - 7
Menu contextuel de l'arborescence d'équipements

NaViSet Administrator 2 : guide de démarrage rapide
Français - 8
Zone d'affichage des fenêtres ancrées
La zone d'affichage des fenêtres ancrées peut contenir un nombre indéfini de fenêtres ancrées ; ces
dernières sont placées les unes sur les autres et sont représentées par des onglets vous permettant de les
identifier et de les sélectionner facilement. Il est également possible de déplacer les fenêtres ancrées en
dehors de la fenêtre principale, vers d'autres emplacements situés sur votre bureau. Pour déplacer une
fenêtre ancrée, cliquez sur sa barre de titre et déplacez cette dernière. Par défaut, lors de l'ouverture de
NaViSet Administrator, deux fenêtres sont ancrées : les fenêtres Task Manager et Report Manager.
Reportez-vous au chapitre 2, section « User Interface Overview » (Présentation de
l'interface utilisateur) du guide de l'utilisateur
1.3. Prise en main
Le reste du présent guide est divisé en sections détaillant les principales étapes devant être effectuées lors
d'une mise en place standard de NaViSet Administrator :
1. Préparez vos ordinateurs Windows et vos moniteurs NEC en vue d'une utilisation avec NaViSet
Administrator. Reportez-vous à la section 2, intitulée Préparation des équipements.
2. Ajoutez les ordinateurs Windows, ainsi que les moniteurs et les projecteurs NEC, à l'arborescence
d'équipements. Reportez-vous à la section 3, intitulée Mappage du réseau.
3. Obtenez des informations détaillées sur vos équipements et contrôlez ces derniers de manière
interactive. Reportez-vous à la section 4, intitulée Obtention d'informations et contrôle des
équipements.
4. Créez des tâches afin de contrôler, de consulter et de surveiller l'état de vos équipements.
Reportez-vous à la section 5, intitulée Création et exécution de tâches.
5. Créez des rapports détaillés sur les ressources et les paramètres de vos équipements. Reportez-vous
à la section 6, intitulée Création et exécution de rapports.

NaViSet Administrator 2 : guide de démarrage rapide
Français - 9
2. Préparation des équipements
NaViSet Administrator prend en charge les types d'équipements réseau suivants :
• Ordinateurs Windows et moniteurs connectés ;
• Moniteurs NEC à écran large ;
• Projecteurs NEC.
Pour utiliser NaViSet Administrator, les moniteurs NEC et ordinateurs Windows situés sur votre réseau
doivent être configurés. Selon le mode de connexion de vos équipements, il se peut que vous deviez effectuer
les opérations suivantes :
• Vérifier que les moniteurs sont correctement connectés, à l'aide des types de câbles adéquats ;
• Vérifier que les composants logiciels distants nécessaires sont installés et configurés correctement sur les
ordinateurs Windows ;
• Vérifier que les paramètres de communication externe sont configurés correctement sur les moniteurs à
écran large et les projecteurs.
NaViSet Administrator est conçu pour être utilisé avec tous les types de configuration réseau impliquant
des équipements NEC. Les sections suivantes présentent des schémas de configuration de base pour les
moniteurs pour ordinateur de bureau, les moniteurs à écran large et les projecteurs.
2.1. Moniteurs NEC pour ordinateur de bureau
Points clés :
• Le logiciel DDC/CI WMI Provider doit être installé sur les ordinateurs Windows auxquels sont
connectés des moniteurs NEC pour ordinateur de bureau. Le logiciel DDC/CI WMI Provider permet
une communication bidirectionnelle avec les moniteurs connectés à un ordinateur.
• La carte graphique de l'ordinateur doit prendre en charge la norme DDC/CI.
• La communication des données s'effectue par le biais de la connexion vidéo ; il n'est donc pas nécessaire
de paramétrer la connexion réseau du moniteur.
VGA/DisplayPort/DVI Connections
NaViSet Administ rator
N
E
T
W
O
R
K
DDC/CI WMI Provider
(optional)
VGA Display
Port DVI

NaViSet Administrator 2 : guide de démarrage rapide
Français - 10
Reportez-vous au chapitre 4, section « Configuring Devices: Desktop display(s)
connected to a Windows Computer » (Configuration des équipements : moniteurs
pour ordinateur de bureau connectés à un ordinateur Windows) du guide de l'utilisateur
2.2. Moniteurs NEC à écran large
Points clés :
• Des moniteurs supplémentaires peuvent être connectés en série au moniteur relié au réseau LAN, via une
liaison RS232 ou LAN, selon le modèle.
• Les câbles RS232 doivent être de type modem NULL ou crossover.
• Les paramètres LAN du premier moniteur doivent être correctement configurés et associés à des
paramètres IP valides.
• Pour les moniteurs connectés en série via une liaison RS232, le paramètre de commande externe du
premier moniteur doit être configuré sur LAN ; tous les autres moniteurs connectés en série doivent être
configurés sur RS232.
• Pour les moniteurs connectés en série via une liaison RS232, les ID moniteur doivent être uniques et
consécutifs (1, 2, 3,).
Remarque : la modification des paramètres LAN, des paramètres de contrôle externe et des ID moniteur
est possible depuis le menu OSD de chacun des moniteurs. Consultez la documentation de
votre moniteur pour en savoir plus.
Reportez-vous au chapitre 4, section « Configuring Devices: NEC large-screen
display(s) using direct LAN connection » (Configuration des équipements
: moniteurs
NEC à écran large utilisant une connexion LAN directe) et « NEC large-screen display(s)
with LAN hub using direct LAN connection » (moniteurs NEC à écran large dotés
d'un
concentrateur LAN et utilisant une connexion LAN directe) du guide de l'utilisateur
Autres types de configuration pour les moniteurs à écran large
NaViSet Administrator permet également de communiquer avec les moniteurs NEC à écran large connectés
aux ordinateurs Windows via une liaison RS232. Pour ce faire, vous devez installer le logiciel LAN to RS232
Bridge sur l'ordinateur, afin de permettre à NaViSet Administrator de communiquer avec le moniteur via
l'adresse IP de l'ordinateur.
Il est également possible d'établir une communication entre NaViSet Administrator et un moniteur à écran
large connecté à un ordinateur Windows via RS232 en utilisant le logiciel RS232 WMI Provider.
NaViSet Administ rator
N
E
T
W
O
R
K
LAN1 RS-232C OUT RS-232C IN RS-232C OUT
LAN2 LAN1 LAN2
OR

NaViSet Administrator 2 : guide de démarrage rapide
Français - 11
Les configurations suivantes, qu'elles induisent le logiciel LAN to RS232 Bridge ou le logiciel RS232 WMI
Provider, sont détaillées dans le chapitre 4 du guide de l'utilisateur :
• Moniteurs NEC à écran large utilisant le logiciel LAN to RS232 Bridge
• Moniteurs NEC à écran large dotés d'un concentrateur LAN utilisant le logiciel LAN to RS232 Bridge
• Moniteurs NEC à écran large utilisant le logiciel RS232 WMI Provider
• Moniteurs NEC à écran large équipés d'un port SBC et de deux ports LAN
• Moniteurs NEC à écran large équipés d'un port SBC et d'un port LAN
Reportez-vous à l'annexe A, intitulée « Comparison of connection methods for NEC
large-screen displays » (Comparaison des méthodes de connexion pour moniteurs
NEC à écran large), du guide de l'utilisateur
2.3. Projecteurs NEC
Points clés :
• Les paramètres réseau doivent être correctement configurés dans le menu OSD du projecteur.
• Il se peut que le type de communication doive être configuré sur LAN dans les paramètres du projecteur.
Reportez-vous au chapitre 4, section « Configuring Devices: NEC projector with direct
LAN or wireless connection » (Configuration des équipements : projecteur NEC
disposant d'une connexion LAN directe ou d'une connexion sans fil) du guide de l'utilisateur
Autres types de configuration pour les projecteurs
NaViSet Administrator permet également de communiquer avec les projecteurs NEC connectés aux
ordinateurs Windows via une liaison RS232. Pour ce faire, vous devez installer le logiciel LAN to RS232
Bridge sur l'ordinateur, afin de permettre à NaViSet Administrator de communiquer avec le projecteur via
l'adresse IP de l'ordinateur.
Reportez-vous au chapitre 4, section « Configuring Devices: NEC projector connected
via Windows Computer to LAN » (Configuration des équipements : projecteur NEC
connecté au réseau LAN par le biais d'un ordinateur Windows) du guide de l'utilisateur
NaViSet Administ rator
N
E
T
W
O
R
K
LAN

NaViSet Administrator 2 : guide de démarrage rapide
Français - 12
3. Mappage du réseau
Pour créer un réseau dans NaViSet Administrator, il est nécessaire d'ajouter des ordinateurs Windows et des
moniteurs NEC à l'arborescence d'équipements et de créer des groupes afin d'organiser ces derniers.
Exemple d'équipements regroupés par service
3.1. Création de groupes
Les groupes permettent d'organiser les ordinateurs Windows et les équipements NEC de manière logique
dans l'arborescence d'équipements. Ils correspondent généralement aux dossiers de l'arborescence
contenant un ou plusieurs autres groupes, ordinateurs, ou équipements NEC. Vous pouvez ajouter autant de
groupes que vous le souhaitez et réarranger ces derniers par glisser-déposer. Il est également possible de
déplacer des ordinateurs et autres équipements d'un groupe à l'autre.
Les groupes sont représentés dans l'arborescence d'équipements par l'icône de dossier .
Pour ajouter un nouveau groupe :
1. Un groupe doit toujours appartenir à un groupe parent. Avec le bouton droit de la souris, cliquez sur le
groupe parent choisi pour le nouveau groupe, puis sélectionnez Add group dans le menu contextuel
; une autre technique consiste à sélectionner un groupe parent et à cliquer sur l'icône .

NaViSet Administrator 2 : guide de démarrage rapide
Français - 13
2. Saisissez un nom et, si vous le souhaitez, une description, puis cliquez sur OK.
Reportez-vous au chapitre 2, section « User Interface Overview: Groups »
(Présentation de l'interface utilisateur : groupes) du guide de l'utilisateur
3.2. Ajout d'équipements un par un
L'ajout d'équipements un par un s'effectue par le biais de la boîte de dialogue Add Single Device. Consultez
les instructions de démarrage rapide ci-dessous pour savoir comment ajouter, un par un, des moniteurs
NEC, des projecteurs NEC et des ordinateurs Windows à l'arborescence d'équipements.
Pour ajouter un moniteur NEC à écran large connecté directement à votre réseau LAN :
1. Cliquez sur l'icône , ou effectuez un clic droit sur un groupe dans l'arborescence
d'équipements et sélectionnez Add Single Device.
2. Sélectionnez le type d'équipement NEC large-screen display connected to LAN.
3. Saisissez l'adresse IP du moniteur.
4. Cliquez sur la zone de texte Monitor ID et saisissez l'identifiant de votre moniteur. Si vous ne le
connaissez pas, utilisez l'option Auto-Detect.
5. Cliquez sur Test.

NaViSet Administrator 2 : guide de démarrage rapide
Français - 14
6. Si nécessaire, répétez les étapes 3 à 5 jusqu'à ce que le message Connection OK! s'affiche, puis
cliquez sur OK. Le moniteur à écran large apparaît alors dans l'arborescence et une requête est
envoyée au moniteur afin de lire les informations de base de ce dernier.
Pour ajouter un moniteur NEC pour ordinateur de bureau connecté à un ordinateur Windows sur
votre réseau LAN :
Remarque : avant de réaliser cette procédure, le logiciel DDC/CI WMI Provider doit être installé sur
l'ordinateur.
1. Cliquez sur l'icône , ou effectuez un clic droit sur un groupe dans l'arborescence
d'équipements et sélectionnez Add Single Device.
2. Sélectionnez le type d'équipement Windows computer on LAN (WMI).
3. Saisissez l'adresse IP ou le nom d'hôte de l'ordinateur. Si vous ne les connaissez pas, cliquez sur
Browse.
4. Si vous souhaitez vous connecter à l'ordinateur par le biais d'identifiants d'accès différents,
sélectionnez Use Library Credential afin d'utiliser un identifiant prédéfini. Sinon, choisissez
Device-specificCredential, puis cliquez sur Edit afin de créer un nouvel identifiant. Reportez-vous
à la section Bibliothèque d'identifiants pour obtenir des informations supplémentaires.
5. Cliquez sur Test.

NaViSet Administrator 2 : guide de démarrage rapide
Français - 15
6. Si nécessaire, répétez les étapes 3 à 5 jusqu'à ce que le message Connection OK! s'affiche,
puis cliquez sur OK.
Remarque : l'ordinateur et tous les moniteurs qui y sont reliés sont ajoutés simultanément à
l'arborescence d'équipements.
Pour ajouter un projecteur NEC connecté directement à votre réseau LAN :
1. Cliquez sur l'icône , ou effectuez un clic droit sur un groupe dans l'arborescence
d'équipements et sélectionnez Add Single Device.
2. Sélectionnez le type d'équipement NEC Projector connected to LAN.
3. Saisissez l'adresse IP du projecteur.
4. Cliquez sur Test.
5. Si nécessaire, répétez les étapes 3 à 4 jusqu'à ce que le message Connection OK! s'affiche,
puis cliquez sur OK.
Reportez-vous au chapitre 3, section « Devices: Adding Single Devices »
(Équipements : ajouter des équipements un à un) du guide de l'utilisateur

NaViSet Administrator 2 : guide de démarrage rapide
Français - 16
3.3. Ajout de moniteurs NEC à écran large connectés en série
Un hôte pour connexion en série est un moniteur NEC connecté à votre LAN, auquel un ou plusieurs autres
moniteurs à écran large sont connectés par le biais d'une liaison LAN ou RS232. Une fois ajoutés au réseau,
NaViSet Administrator peut contrôler tous les moniteurs connectés en série.
Consultez les instructions de démarrage rapide ci-dessous pour savoir comment ajouter un hôte pour
connexion en série.
Remarque : bien que cette procédure puisse être utilisée pour connecter en série les moniteurs utilisant
une liaison LAN, il est fortement recommandé de connecter ces équipements à l'aide de
leur adresse IP, via la boîte de dialogue Add Multiple Devices. En effet, cette dernière
méthode garantit une plus grande rapidité des communications.
1. Cliquez sur l'icône , ou effectuez un clic droit sur un groupe et sélectionnez Add Single Device.
2. Sélectionnez le type d'équipement NEC large-screen display connected to LAN,
puis sélectionnez l'option This is the first display in a daisy chain.
3. Saisissez l'adresse IP de l'équipement connecté au réseau LAN.
4. Sélectionnez l'ID moniteur utilisé dans la connexion en série le plus bas, ainsi que le nombre total
de moniteurs connectés en série.
5. Cliquez sur la zone de texte Monitor ID et saisissez l'identifiant de votre moniteur. Si vous ne le
connaissez pas, utilisez l'option Auto-Detect.
6. Cliquez sur Test.

NaViSet Administrator 2 : guide de démarrage rapide
Français - 17
7. Si nécessaire, répétez les étapes 3 à 6 jusqu'à ce que le message Connection OK! s'affiche, puis
cliquez sur OK. Tous les moniteurs à écran large connectés en série sont ajoutés à l'arborescence
d'équipements.
Reportez-vous au chapitre 3, section « Devices: Adding Single Devices »
(Équipements : ajouter des équipements un à un) du guide de l'utilisateur
3.4. Ajout de plusieurs équipements
Si vous souhaitez ajouter un grand nombre d'équipements, il est généralement plus simple et plus efficace de
les ajouter en même temps. Pour ce faire, vous disposez de plusieurs méthodes, réalisables depuis la boîte
de dialogue Add Multiple Devices.
Remarque : n'adoptez pas ces méthodes pour ajouter un groupe de moniteurs à écran large connectés
en série via une liaison RS232. Consultez la section Ajout des connexions en série pour
obtenir plus d'informations.
L'ajout de plusieurs équipements peut être réalisé des façons suivantes :
• En spécifiant une plage d'adresses IP ;
• En effectuant une importation depuis un fichier texte ou une feuille de calcul ;
• En effectuant une importation depuis une autre base de données NaViSet Administrator ;
• En procédant à une énumération du réseau ;
• Par le biais d'Active Directory (pour les ordinateurs uniquement).
Consultez les instructions de démarrage rapide ci-dessous pour savoir comment ajouter plusieurs moniteurs
à écran large, dont les adresses IP appartiennent à une plage comprise entre 192.168.1.10 et 192.168.1.20.
1. Cliquez sur l'icône , ou effectuez un clic droit sur un groupe et sélectionnez Add Multiple
Devices.

NaViSet Administrator 2 : guide de démarrage rapide
Français - 18
2. Sélectionnez l'onglet NEC large-screen displays.
3. Cliquez sur le bouton IP Address Range et saisissez l'adresse IP la plus basse et l'adresse IP la plus
élevée de votre plage.
4. Sélectionnez Add to Table afin d'ajouter les équipements au tableau sans tester les connexions.
Sélectionnez Locate+Add to Table afin de tester chaque connexion au fur et à mesure de l'ajout
des équipements au tableau.
5. Vérifiez la liste obtenue et cochez, ou décochez, les cases situées dans la première colonne afin
d'inclure, ou d'exclure, les équipements correspondants.
6. Sélectionnez Existing Group afin d'ajouter les équipements à un groupe existant, ou sélectionnez
New Group et saisissez un nom pour créer un nouveau groupe.
7. Cliquez sur Apply. Les équipements apparaissent alors dans l'arborescence et des requêtes sont
envoyées aux équipements afin de lire les informations de base de ces derniers.
Reportez-vous au chapitre 3, section « Devices: Adding Multiple Devices »
(Équipements : ajouter plusieurs équipements) du guide de l'utilisateur
3.5. Bibliothèque d'identifiants
Des identifiants d'accès doivent être fournis lors de la connexion aux ordinateurs Windows distants. Ces
identifiants doivent être associés à un utilisateur disposant des permissions d'accès nécessaires à l'administration
de l'ordinateur et à l'accès à l'interface WMI. Ils sont constitués d'un nom d'utilisateur et d'un mot de passe.
NaViSet Administrator dispose d'une bibliothèque d'identifiants, permettant de gérer les identifiants et de
faciliter leur stockage et leur utilisation lors de l'accès à plusieurs ordinateurs.
Pour ouvrir cette bibliothèque, cliquez sur l'icône , ou sélectionnez Credential Library dans le menu
Devices.
Boîte de dialogue Credential Library
Reportez-vous au chapitre 6, section « Credential Library » (Bibliothèque
d'identifiants) du guide de l'utilisateur

NaViSet Administrator 2 : guide de démarrage rapide
Français - 19
4. Obtention d'informations et contrôle des équipements
Des informations sur les équipements et sur leurs paramètres sont disponibles dans la fenêtre Device
Properties. Cette fenêtre vous permet également de contrôler vos équipements NEC de manière interactive.
Exemple : fenêtre Device Properties
Pour ouvrir la fenêtre Device Properties pour un équipement donné, double-cliquez sur ce dernier dans
l'arborescence d'équipements, ou cliquez dessus avec le bouton droit de la souris et sélectionnez Properties
dans le menu contextuel.
Remarque : par défaut, les fenêtres Device Properties s'affichent dans la zone de fenêtres ancrées.
Un nombre indéfini de fenêtres Device Properties peut être ouvert au même moment,
mais il n'est possible d'ouvrir qu'une de ces fenêtres par équipement.
4.1. Obtention d'informations sur les équipements
Il est possible de récupérer les informations les plus récentes concernant les équipements ; ces informations
sont ensuite enregistrées dans la base de données, dans la fenêtre Device Properties.
Pour mettre à jour les informations relatives à un équipement :
1. Double-cliquez sur l'équipement dans l'arborescence d'équipements, ou cliquez dessus avec le
bouton droit de la souris et sélectionnez Properties dans le menu contextuel. Une nouvelle fenêtre
Device Properties s'ouvre, affichant les derniers paramètres enregistrés dans la base de données.

NaViSet Administrator 2 : guide de démarrage rapide
Français - 20
2. Dans l'onglet Info, vérifiez la date et l'heure de la dernière mise à jour et, si nécessaire, cliquez sur
Standard Update afin de mettre à jour les informations de base et les informations relatives à l'état
de l'équipement dans la base de données. Cliquez sur Full Udpate pour mettre à jour l'ensemble des
paramètres définis.
Remarque : pour que toutes les informations relatives à l'équipement puissent être lues, ce dernier
doit être allumé.
Les valeurs de date et d'heure apparaissent en rouge si la mise à jour a été effectuée
il y a plus de 24 heures.
4.2. Contrôle des équipements
Il est possible de contrôler un équipement de manière interactive via la fenêtre Device Properties. Les
commandes fréquemment utilisées sont réparties dans des onglets correspondant chacun à une catégorie
(par exemple, Power, Video et Geometry). Vous pouvez également accéder à l'ensemble des commandes
prises en charge par l'équipement via l'onglet Custom.
Exemple : modification d'un paramètre courant
Consultez les instructions de démarrage rapide ci-dessous pour savoir comment verrouiller le menu OSD
afin d'empêcher toute modification via les touches de commande du moniteur.
Remarque : vérifiez que les équipements sont allumés avant de modifier un paramètre ou une
commande.
1. Ouvrez la fenêtre Device Properties correspondant à l'équipement en double-cliquant sur ce
dernier dans l'arborescence d'équipements, ou en cliquant dessus avec le bouton droit de la
souris et en sélectionnant Properties dans le menu contextuel.
2. Sélectionnez l'onglet OSD. Lorsque vous cliquez sur un onglet, la récupération des paramètres
actuels de l'équipement est effectuée en temps réel.
3. Cliquez sur le bouton Lock dans la section Key Lock. Les commandes sont envoyées à l'équipement
en temps réel.

NaViSet Administrator 2 : guide de démarrage rapide
Français - 21
Exemple : modification d'un paramètre non courant
Les moniteurs NEC prenant en charge un nombre important de commandes, toutes ces commandes ne sont
pas accessibles depuis les onglets de la fenêtre Device Properties. La plupart d'entre elles sont néanmoins
disponibles depuis l'onglet Custom.
Consultez les instructions de démarrage rapide ci-dessous pour savoir comment modifier la couleur de la
bordure latérale.
Remarque : vérifiez que les équipements sont allumés avant de modifier un paramètre ou une
commande.
1. Ouvrez la fenêtre Device Properties correspondant à l'équipement et sélectionnez l'onglet
Custom.
2. Cliquez sur la commande Side Border Color dans la liste Controls. La commande est alors ajoutée
à la liste Settings ; sa valeur actuelle est lue en temps réel.
3. Placez le curseur sur la valeur de votre choix. Cette nouvelle valeur est communiquée au moniteur en
temps réel.
4. Facultatif : cliquez sur le bouton Save List pour enregistrer la liste de commandes actuelle afin
qu'elle soit ouverte automatiquement lorsque l'onglet Custom est sélectionné pour cet équipement.

NaViSet Administrator 2 : guide de démarrage rapide
Français - 22
5. Création et exécution de tâches
Les tâches sont des opérations permettant d'exécuter des commandes sur un ou plusieurs équipements.
Elles peuvent être effectuées à la demande, ou programmées pour être exécutées à des moments donnés,
à des intervalles déterminés ou sur des périodes de temps spécifiques.
Trois types de tâches peuvent être effectués dans NaViSet Administrator :
• Tâches de type Commandes : elles permettent de modifier des réglages ou de réaliser des opérations
sur les équipements (par exemple : allumer le moniteur, sélectionner une sortie vidéo spécifique, ou
sélectionner une chaîne spécifique sur le syntoniseur TV). Ce type de tâche peut également être utilisé
pour créer une configuration prédéfinie de plusieurs paramètres, qui peut être ensuite envoyée aux
moniteurs afin de faciliter leur configuration.
• Tâches de type Conditionnelle : elles permettent de lire un ou plusieurs paramètres relatifs aux
équipements à intervalle régulier et d'afficher des messages d'alerte si la valeur d'un ou plusieurs de ces
paramètres est modifiée, ou si elle se situe en dehors d'une plage prédéfinie. Par exemple, un message
d'alerte peut être affiché si la température interne d'un écran est supérieure à une valeur spécifique,
ou si un moniteur rapporte une erreur de diagnostic.
• Tâches de type Informative : elles permettent de lire un ou plusieurs paramètres relatifs aux
équipements à intervalle régulier, et d'afficher les lectures en temps réel. Par exemple, ce type de tâche
peut être utilisé pour surveiller la température interne d'un moniteur.
Lorsqu'une tâche est exécutée, l'opération à réaliser est effectuée sur l'ensemble des équipements sélectionnés
dans la tâche avant son exécution. Les tâches de type Informative et Conditionnelle peuvent être programmées
pour être réalisées à des intervalles spécifiques, pour une durée soit indéfinie, soit déterminée.
Quel que soit le type de tâche sélectionné, l'historique du résultat de chaque opération est enregistré dans la
base de données et peut être consulté au moment de l'exécution de la tâche, ou ultérieurement. L'historique
des tâches peut être exporté via le presse-papier, une feuille de calcul Excel, ou un fichier texte délimité.
Bibliothèque des tâches
Toutes les tâches peuvent être gérées depuis la bibliothèque Task Library,d'où elles peuvent être crées,
modifiées, dupliquées ou supprimées. Cette bibliothèque permet également de consulter et d'exporter
l'historique d'exécution d'une tâche.
Pour ouvrir la bibliothèque des tâches, cliquez sur l'icône , ou sélectionnez Task Library dans le menu
Tasks.
Boîte de dialogue Task Library

NaViSet Administrator 2 : guide de démarrage rapide
Français - 23
Gestionnaire de tâches
La fenêtre Task Manager est divisée en 3 sections : Inactive Tasks, Active Tasks et Alerts.
Fenêtre ancrée du gestionnaire Task Manager
Tableau Inactive Tasks
Le tableau Inactive Tasks répertorie les tâches définies dans la base de données qui ne sont pas en cours
d'exécution. Les tâches nouvellement créées apparaissent dans ce tableau. Plusieurs opérations peuvent être
réalisées depuis le tableau Inactive Tasks :
• Cliquez sur l'icône pour ouvrir la boîte de dialogue Task Properties afin de visualiser ou de modifier
une tâche.
• Cliquez sur l'icône pour ouvrir la fenêtre Task History Viewer afin d'afficher les résultats des tâches
exécutées précédemment.
• Cliquez sur la case à cocher située dans la cellule Next Start Time pour programmer ou déprogrammer
l'exécution d'une tâche.
• Cliquez sur l'icône pour démarrer manuellement une tâche.

NaViSet Administrator 2 : guide de démarrage rapide
Français - 24
Tableau Active Tasks
Le tableau Active Tasks répertorie les tâches définies dans la base de données qui sont en cours d'exécution.
Une tâche démarrée manuellement ou de manière automatique est déplacée du tableau Inactive Tasks vers
le tableau Active Tasks. Lorsqu'une tâche est terminée ou interrompue, elle est à nouveau déplacée vers le
tableau Inactive Tasks. Plusieurs opérations peuvent être effectuées depuis le tableau Active Tasks :
• Cliquez sur l'icône pour ouvrir la fenêtre Task Viewer et surveiller l'exécution de la tâche en
temps réel.
• Cliquez sur l'icône pour interrompre une tâche.
Tableau Alerts
Le tableau Alerts répertorie l'ensemble des messages d'alerte générés par une tâche conditionnelle. Tous ces
messages sont stockés dans la base de données jusqu'à ce qu'ils soient supprimés du tableau à l'aide du
bouton Clear.
Remarque : les alertes générées durant la session en cours apparaissent en rouge. Les alertes générées
lors des sessions précédentes apparaissent dans la couleur de texte standard.
Reportez-vous au chapitre 7, section « Tasks » (Tâches) du guide de l'utilisateur
5.1. Création de tâches
Les tâches peuvent être créées à l'aide de l'assistant Task Builder Wizard accessible depuis le menu Tasks ou
en cliquant sur le bouton Task Builder Wizard. Cet assistant vous guide pas à pas lors de la création d'une tâche.
Les tâches peuvent également être créées directement en sélectionnant New Task dans le menu Tâches,
en cliquant sur le bouton New Task, ou en sélectionnant New dans la bibliothèque de tâches.
Reportez-vous au chapitre 7, section « Tasks: Creating Tasks » (Tâches
: création de
tâches) du guide de l'utilisateur
Tâches de type Commandes
Les tâches de type Commandes sont utilisées pour modifier les paramètres de vos équipements NEC.
Consultez les instructions de démarrage rapide ci-dessous pour savoir comment créer une telle tâche.
23 4 5 6 7 8 9

NaViSet Administrator 2 : guide de démarrage rapide
Français - 25
1. Cliquez sur l'icône , ou sélectionnez New Task dans le menu Tasks.
2. Dans l'onglet Settings, saisissez un nom pour la tâche. La saisie d'une description est facultative.
Vérifiez que le type de tâche Command est sélectionné.
3. Cliquez sur l'onglet Devices et sélectionnez tous les équipements sur lesquels vous souhaitez
exécuter cette tâche.
4. Cliquez sur l'onglet Commands et, pour chaque commande à envoyer :
• Cliquez sur la commande désirée dans l'arborescence (cette commande est alors ajoutée à la liste
Commands) ;
• Définissez la valeur de la commande.
5. Facultatif : cliquez sur l'onglet Display Schedule pour définir une programmation applicable à
un équipement donné.
6. Facultatif : cliquez sur l'onglet IR Remote pour que la tâche envoie une ou plusieurs commandes
à distance par infrarouge.
7. Facultatif : cliquez sur l'onglet Notifications pour être informé par e-mail de l'état d'avancement
de la tâche, ainsi que des problèmes rencontrés lors de son exécution.
8. Facultatif : cliquez sur l'onglet Schedule pour programmer l'exécution de la tâche à intervalles
réguliers.
9. Facultatif : cliquez sur la page Summary pour afficher l'ensemble des paramètres de la tâche,
puis cliquez sur OK.
Dès qu'une tâche est créée, elle apparaît dans le tableau Inactive Tasks du gestionnaire Task Manager.
Reportez-vous au chapitre 7, section « Tasks: Creating a New Command Task »
(Tâches
: création d'une nouvelle tâche de type Commandes) du guide de l'utilisateur

Tâches de type Conditionnelle
Les tâches de type Conditionnelle sont utilisées pour vérifier les paramètres des équipements à intervalles
réguliers, et pour afficher des messages d'alertes si ces valeurs sont modifiées, ou si elles se situent en
dehors d'une plage prédéfinie. Consultez les instructions de démarrage rapide ci-dessous pour savoir
comment créer une telle tâche.
1. Cliquez sur l'icône , ou sélectionnez New Task dans le menu Tasks.
2. Dans l'onglet Settings, saisissez un nom pour la tâche. La saisie d'une description est facultative.
3. Sélectionnez le type de tâche Conditional, puis indiquez la fréquence à laquelle vous souhaitez
obtenir des informations sur les équipements.
4. Cliquez sur l'onglet Devices et sélectionnez tous les équipements sur lesquels vous souhaitez
exécuter cette tâche.
5. Cliquez sur l'onglet Conditions et, pour chaque paramètre à vérifier :
• Cliquez sur le paramètre désiré dans l'arborescence (cette commande est alors ajoutée à la liste
Conditions) ;
• Modifiez la commande afin de créer l'expression conditionnelle souhaitée.
6. Facultatif : cliquez sur l'onglet Notifications pour être informé par e-mail des états d'alerte,
de l'état d'avancement de la tâche, ainsi que des problèmes rencontrés lors de son exécution.
7. Facultatif : cliquez sur l'onglet Schedule pour programmer l'exécution de la tâche à intervalles
réguliers.
8. Facultatif : cliquez sur la page Summary pour afficher l'ensemble des paramètres de la tâche,
puis cliquez sur OK.
Dès qu'une tâche est créée, elle apparaît dans le tableau Inactive Tasks du gestionnaire Task Manager.
Reportez-vous au chapitre 7, section « Tasks: Creating Conditional Tasks » (Tâches
:
création de tâches de type Conditionnelle) du guide de l'utilisateur
24567 8

NaViSet Administrator 2 : guide de démarrage rapide
Français - 27
Tâches de type Informative
Les tâches de type Informative permettent de lire un ou plusieurs paramètres des équipements à
intervalle régulier, et d'afficher les lectures en temps réel. Consultez les instructions de démarrage rapide
ci-dessous pour savoir comment créer une telle tâche.
1. Cliquez sur l'icône , ou sélectionnez New Task dans le menu Tasks.
2. Dans l'onglet Settings, saisissez un nom pour la tâche. La saisie d'une description est facultative.
3. Sélectionnez le type de tâche Informational, puis indiquez la fréquence à laquelle vous souhaitez
obtenir des informations sur les équipements.
4. Cliquez sur l'onglet Devices et sélectionnez tous les équipements sur lesquels vous souhaitez
exécuter cette tâche.
5. Cliquez sur l'onglet Query Items et cliquez sur chacun des paramètres à lire dans la liste
arborescente. L'élément est alors ajouté à la liste Query Items.
6. Facultatif : cliquez sur l'onglet Notifications pour être informé par e-mail de l'état d'avancement
de la tâche, ainsi que des problèmes rencontrés lors de son exécution.
7. Facultatif : cliquez sur l'onglet Task Schedule pour programmer l'exécution de la tâche à
intervalles réguliers.
8. Facultatif : cliquez sur la page Summary pour afficher l'ensemble des paramètres de la tâche,
puis cliquez sur OK.
Dès qu'une tâche est créée, elle apparaît dans le tableau Inactive Tasks du gestionnaire Task Manager.
Reportez-vous au chapitre 7, section « Tasks: Creating Informational Tasks »
(Tâches : création de tâches de type Informative) du guide de l'utilisateur
245 6 7 8

NaViSet Administrator 2 : guide de démarrage rapide
Français - 28
Envoi de notifications par e-mail
L'option Email Notifications permet d'autoriser l'application à informer, par e-mail, une ou plusieurs
personnes de l'état d'avancement d'une tâche. Par exemple, un administrateur peut souhaiter être informé
de l'achèvement d'une tâche impliquant une centaine d'équipements, ou des problèmes survenus lors de la
réalisation de l'opération. Tous les types de tâche permettent l'envoi de notifications par e-mail.
Consultez les instructions de démarrage rapide ci-dessous pour savoir comment programmer l'envoi de
notifications par e-mail lors de la création d'une nouvelle tâche.
1. Cliquez sur l'onglet Notifications, puis sur Add a Notification.
2. Dans la liste déroulante Notification Type, sélectionnez Email Message.
3. Dans la boîte de dialogue Notification Settings, saisissez l'adresse e-mail du destinataire. Vous
pouvez également saisir un message supplémentaire qui sera ajouté à la fin de tous les e-mails.
4. Cliquez sur OK pour fermer la boîte de dialogue Notification Settings.
5. Activez l'option Alert Conditions.
Reportez-vous au chapitre 7, section « Tasks: Notifications Tab » (Tâches : onglet
Notifications) du guide de l'utilisateur

NaViSet Administrator 2 : guide de démarrage rapide
Français - 29
Programmation de tâches
L'onglet Task Schedule permet de définir les modalités d'exécution de la tâche. Les tâches peuvent être
démarrées manuellement (On Demand) ou être programmées (Scheduled) pour être exécutées pendant
une période prédéfinie. Les tâches temporaires doivent être lancées manuellement ; elles ne sont actives
qu'au cours de la session actuellement ouverte dans NaViSet Administrator. Tous les types de tâches peuvent
être programmés.
Consultez les instructions de démarrage rapide ci-dessous pour savoir comment programmer l'exécution
d'une tâche chaque lundi à 5 h.
1. Cliquez sur l'onglet Task Schedule et sélectionnez l'option Scheduled.
2. Modifiez les paramètres de la section Start Schedule comme illustré ci-dessus.
Reportez-vous au chapitre 7, section « Tasks: Task Schedule Tab » (Tâches
: onglet
Task Schedule) du guide de l'utilisateur
5.2. Exécution de tâches
Lorsque vous créez une tâche, vous créez en réalité un script de tâche, sauvegardé dans la base de données.
La tâche doit ensuite être exécutée afin que soient réalisées les opérations pour lesquelles elle a été
paramétrée.
Les tâches peuvent être démarrées manuellement (On Demand), ou automatiquement (Scheduled).

NaViSet Administrator 2 : guide de démarrage rapide
Français - 30
Pour démarrer une tâche manuellement (On Demand) :
1. Dans le tableau Inactive Tasks du gestionnaire Task Manager, cliquez sur le bouton
associé à la tâche.
2. Facultatif : dans le tableau Active Tasks, cliquez sur l'icône pour ouvrir la fenêtre Task
Viewer et contrôler l'exécution de la tâche en temps réel.
3. Facultatif : dans le tableau Active Tasks, cliquez sur l'icône pour interrompre une tâche.
5.3. Historique des tâches
Par défaut, tous les résultats des tâches terminées sont enregistrés dans la base de données. Ces résultats
peuvent être visualisés, exportés ou supprimés à l'aide du visualiseur d'historique de tâches Task History
Viewer.
Pour ouvrir ce visualiseur, cliquez sur l'icône dans le tableau
Inactive Tasks
du gestionnaire
Task Manager
.
Fenêtre ancrée du visualiseur Task History Viewer
Plusieurs opérations peuvent être réalisées dans le visualiseur Task History Viewer :
• Sélectionnez une version spécifique des résultats d'une tâche en sélectionnant la date et l'heure
d'achèvement de cette dernière dans la liste déroulante Show Task Ending On.
• Cliquez sur le bouton Delete pour supprimer définitivement de la base de données la version
sélectionnée des résultats d'une tâche.
• Cliquez sur le bouton Export pour exporter la version sélectionnée des résultats d'une tâche dans un
fichier texte ou une feuille de calcul.
• Sélectionnez un type d'équipement spécifique dans le tableau Task Data pour filtrer tous les autres
équipements.
• Activez l'option Enable Column Sorting et cliquez dans une colonne pour profiter de l'affichage par
colonnes.
Reportez-vous au chapitre 7, section « Tasks: Task History » (Tâches
: historique de
tâches) du guide de l'utilisateur

NaViSet Administrator 2 : guide de démarrage rapide
Français - 31
6. Création et exécution de rapports
Les rapports permettent de recueillir, puis de rassembler dans un document, les informations et les valeurs
des paramètres d'un ou plusieurs équipements.
Ces rapports peuvent être établis en temps réel (les informations relatives aux équipements sont alors
obtenues au moment où l'opération est exécutée), ou d'après les informations de chaque équipement stockées
dans la base de données actuelle. Il est également possible d'effectuer une requête hybride, qui s'appliquera
uniquement aux équipements dont les informations ont été recueillies dans la base de données avant une date
donnée. Cette option permet d'éviter les requêtes inutiles effectuées en temps réel sur les équipements.
Il prend en effet plus de temps d'effectuer ce type de requête que d'interroger la base de données.
Les résultats d'un rapport peuvent être enregistrés dans la base de données, voire même exportés dans une
feuille de calcul Excel ou un fichier texte délimité. Lorsqu'ils sont enregistrés dans la base de données, les
résultats d'un rapport peuvent être visualisés à n'importe quel moment, à l'aide du visualiseur d'historique
Report History Viewer. Les résultats des rapports sont sauvegardés chaque fois qu'un rapport est généré.
Chacun de ces résultats pouvant être visualisé, vous disposez ainsi d'un historique de l'évolution du rapport
au fil du temps.
Les rapports peuvent être notamment utilisés pour :
• effectuer le suivi des ordinateurs et des moniteurs d'une organisation, en enregistrant le nom de
l'équipement, son modèle, son numéro de série et sa marque d'inventaire ;
• surveiller le nombre d'heures d'utilisation des moniteurs, les économies réalisées, ou tout autre
paramètre pouvant être lu sur un équipement.
Bibliothèque de rapports
Les rapports peuvent être gérés depuis la bibliothèque Report Library,d'où ils peuvent être créés, modifiés,
dupliqués ou supprimés. Cette bibliothèque permet également de consulter et d'exporter l'historique
d'exécution d'un rapport.
Pour ouvrir la bibliothèque de rapports, cliquez sur l'icône , ou sélectionnez Report Library dans le
menu Reports.
Boîte de dialogue Report Library

NaViSet Administrator 2 : guide de démarrage rapide
Français - 32
Gestionnaire de rapport Report Manager
La fenêtre Report Manager est divisée en deux sections : Active Reports et Inactive Reports.
Fenêtre ancrée du gestionnaire Report Manager
Tableau Active Reports
Le tableau Active Reports répertorie les rapports définis dans la base de données qui sont en cours
d'exécution. Un rapport en cours d'exécution est déplacé du tableau Inactive Reports vers le tableau Active
Reports. Lorsqu'un rapport est terminé ou interrompu, il est à nouveau déplacé vers le tableau Inactive
Reports. Plusieurs opérations peuvent être réalisées depuis le tableau Active Reports :
• Cliquez sur l'icône pour ouvrir la fenêtre Report Viewer et surveiller l'exécution du rapport en
temps réel.
• Cliquez sur l'icône pour interrompre un rapport.
Tableau Inactive Reports
Le tableau Inactive Reports répertorie les rapports définis dans la base de données qui ne sont pas en cours
d'exécution. Les rapports nouvellement créés apparaissent dans ce tableau. Plusieurs opérations peuvent
être réalisées depuis le tableau Inactive Reports :
• Cliquez sur l'icône pour ouvrir la boîte de dialogue Report Properties afin de visualiser ou modifier
un rapport.
• Cliquez sur l'icône pour ouvrir la fenêtre Report History Viewer afin d'afficher les résultats des
rapports établis précédemment.
• Cliquez sur l'icône pour exécuter un rapport.
Reportez-vous au chapitre 8, section « Reports
» (Rapports) du guide de l'utilisateur

NaViSet Administrator 2 : guide de démarrage rapide
Français - 33
6.1. Création de rapports
Consultez les instructions de démarrage rapide ci-dessous pour savoir comment créer un rapport.
1. Cliquez sur l'icône , ou sélectionnez New Report depuis le menu Reports.
2. Dans l'onglet Settings :
• Saisissez un nom pour le rapport. La saisie d'une description est facultative.
• Choisissez un type de rapport. Les rapports de type Database Reports sont créés exclusivement
à l'aide des informations disponibles dans la base de données ; les rapports de type Real-time
Reports sont créés à l'aide des informations reçues directement par les équipements sélectionnés
au moment de l'exécution du rapport.
• Sélectionnez l'option Query only if local device information is older than... avec les
équipements dont les informations n'ont pas été mises à jour dans la base de données depuis
une période déterminée.
3. Cliquez sur l'onglet Devices et sélectionnez tous les équipements pour lesquels exécuter le rapport.
Remarque : les moniteurs connectés aux ordinateurs Windows, ainsi que les moniteurs connectés
en série, ne sont pas répertoriés dans l'onglet Devices. Ces équipements sont détectés
et ajoutés automatiquement lorsque le rapport est en cours d'exécution.
4. Cliquez sur l'onglet Query Items et, pour chaque colonne du rapport, sélectionnez un élément de
l'arborescence. L'élément est alors ajouté à la liste Query Items.
Remarque : plusieurs éléments sont ajoutés par défaut. Les éléments de la liste apparaissant sur
fond rouge permettent l'identification de l'équipement et doivent être obligatoirement
sélectionnés.
5. Cliquez sur l'onglet Output et sélectionnez les types de fichier d'exportation de votre choix.
6. Facultatif : cliquez sur la page Summary pour afficher l'ensemble des paramètres du rapport,
puis cliquez sur OK.
2 3 456

NaViSet Administrator 2 : guide de démarrage rapide
Français - 34
Dès qu'un rapport est créé, il apparaît dans la bibliothèque de rapports et dans le tableau Inactive
Reports du gestionnaire Report Manager.
Reportez-vous au chapitre 8, section « Reports: Creating Reports » (Rapports :
création de rapports) du guide de l'utilisateur
6.2. Exécution de rapports
Lorsque vous créez un rapport, vous créez en réalité un script de rapport, sauvegardé dans la base de
données. Vous devez exécuter le rapport afin de générer la feuille de calcul ou le fichier texte correspondant
au rapport.
Pour exécuter un rapport :
1. Dans le tableau Inactive Reports du gestionnaire Report Manager, cliquez sur le bouton associé au
rapport.
2. Facultatif : cliquez sur l'icône dans le tableau Active Reports pour contrôler l'exécution du rapport
en temps réel.
3. Facultatif : cliquez sur l'icône dans le tableau Active Reports pour interrompre l'exécution du rapport.
Si un type de fichier d'exportation a été choisi au moment de la création du rapport, ce fichier s'ouvre
automatiquement dans le programme défini par défaut, une fois le rapport terminé.
Remarque : pour activer ou désactiver cette option, utilisez la fonctionnalité Open report files on
completion de la fenêtre Preferences.
6.3. Historique de rapports
Par défaut, tous les résultats des rapports terminés sont enregistrés dans la base de données. Ces résultats
peuvent être visualisés, exportés, ou supprimés à l'aide du visualiseur d'historique de rapports Report
History Viewer.
Pour ouvrir ce visualiseur, cliquez sur l'icône dans le tableau Inactive Reports du gestionnaire Report
Manager.

NaViSet Administrator 2 : guide de démarrage rapide
Français - 35
Fenêtre ancrée du visualiseur Report History Viewer
Plusieurs opérations peuvent être réalisées dans le visualiseur Task History Viewer :
• Sélectionnez une version spécifique d'un rapport en sélectionnant la date et l'heure d'achèvement de ce
dernier dans la liste déroulante Show Report Ending On.
• Cliquez sur le bouton Delete pour supprimer définitivement de la base de données la version
sélectionnée d'un rapport.
• Cliquez sur le bouton Export pour exporter la version sélectionnée d'un rapport dans un fichier texte ou
une feuille de calcul.
• Sélectionnez un type d'équipement spécifique dans le tableau Report Data pour filtrer tous les autres
équipements.
• Activez l'option Enable Column Sorting et cliquez dans une colonne pour profiter de l'affichage par
colonnes.
Reportez-vous au chapitre 8, section « Reports: Report History » (Rapports :
historique de rapports) du guide de l'utilisateur

NaViSet Administrator 2
クイックスタートガイド
日本語

NaViSet Administrator 2 – クイックスタート ガイド
JP - 2
1. NaViSet Administrator 2 について
.......................................................................................................... 3
1.1. システム要件 ............................................................................................................................. 3
1.2. ユーザーインタフェース概要 ......................................................................................................... 4
1.3. はじめに .................................................................................................................................. 8
2. デバイスの準備
............................................................................................................................... 9
2.1. NEC デスクトップディスプレイ ...................................................................................................... 9
2.2. NEC パブリックディスプレイ ....................................................................................................... 10
2.3. NEC プロジェクター .................................................................................................................. 11
3. ネットワークのマッピング
............................................................................................................... 12
3.1. ADD NEW GROUP (グループを作成する) ............................................................................................ 12
3.2.ADD SINGLE DEVICE(デバイスを追加する) ............................................................................................ 13
3.3.デイジーチェーン接続の NEC パブリックディスプレイを追加する .......................................................... 16
3.4.ADD MULTIPLE DEVICES (複数のデバイスを追加する) ............................................................................. 18
3.5. CREDENTIAL LIBRARY (認証情報の管理をする) ..................................................................................... 19
4. デバイスのクエリーとコントロール
.................................................................................................... 20
4.1. デバイスのクエリーを行う .......................................................................................................... 20
4.2. デバイスをコントロールする ....................................................................................................... 21
5. Task の作成と実行
.......................................................................................................................... 23
5.1. NEW TASK (TASK を作成する)......................................................................................................... 25
Task Type : Command Tasks
.......................................................................................................... 25
Task Type : Conditional Tasks
........................................................................................................ 26
Task Type : Informational Tasks
...................................................................................................... 27
Notifications (E-mail の通知設定をする)
............................................................................................. 28
Task Schedule (Task をスケジュール化する)
...................................................................................... 29
5.2. TASK を実行する ....................................................................................................................... 30
5.3. TASK HISTORY (TASK の履歴を確認する)............................................................................................ 30
6. Report の作成と実行
........................................................................................................................ 31
6.1. NEW REPORT (REPORT を作成する).................................................................................................. 33
6.2. REPORT を実行する .................................................................................................................... 34
6.3. REPORT HISTORY (REPORT の履歴を確認する) .................................................................................... 34

NaViSet Administrator 2 – クイックスタート ガイド
JP - 3
1. NaViSet Administrator 2について
NaViSet Administrator 2
は、NECディスプレイモニターおよびプロジェクター向けの、ネットワークベースでの管理および
資産管理システムです。
NaViSet Administrator 2 で次のことができます:
• お使いのNEC製デバイスの運用状態やコントロール設定を自動的にモニタリングできます。
• 過熱、冷却ファン不具合や診断結果でエラーが発生した場合などの異常発生時に自動E-mail通知を送信します。
• OSDメニューおよびリモコンと同様なインタフェースを用いて、お使いのNECデバイスにアクセスして様々なコントロ
ールを行います。
• お使いのネットワークに接続しているWindowsコンピュータ、ならびにNECパブリックディスプレイに取り付けている
SBCの運用状態をモニタリングします。
• デバイスの資産、運用状態、コントロール設定について詳細なレポートを作成し、Excelシートにエクスポートします。
本文書について
本文書はNaViSet Administrator 2の基本的な操作方法に関するガイドとしてお使いいただくことを目的としています。 本
文書を通じて下記のような参照は、
NaViSet Administrator 2 User’s Guide
の 関連トピックに進めるよう案内するものであり、
全文を確認することができます。
User's Guide
の第1章
「Introduction to NaViSet Administrator」
を参照してください
注意:
NaViSet Administrator 2 User's Guide は現在英語版のみ利用可能です。
1.1. システム要件
オペレーティングシステ
ム
Microsoft Windows XP, Server 2003, Vista, Windows 7, およびWindows 8
(各32, 64bitバージョン)
LAN
標準TCP/IPのホスト名のサポートされている場合を除き、LANに直接接続するほとんどのデバイ
スには固定のIPアドレスが必要となります。
システムリソース
インストールにはハードディスクの空き容量が最低64MB必要です。
データベースのため100デバイスあたりおよそ50MBのハードディスクの空き容量が必要です。
必要メモリ容量96MB(192MB以上を推奨)
ソフトウェア
User’s Guideの閲覧にあたってAdobe Reader Xまたはそれ以降のバージョンを推奨します。
コンピュータ温度および冷却ファン状態をモニタリングするには別途Open Hardware Monitorが
必要です。

NaViSet Administrator 2 – クイックスタート ガイド
JP - 4
サポートされているデバイス
NaViSet Administrator 2では下記のNECデバイスをサポートしています:
• NEC デスクトップディスプレイ(ITおよびカラーマネジメントディスプレイ)。
• NEC パブリックディスプレイ。
• NECプロジェクター。
注意:
パブリックディスプレイの Eシリーズはサポートしていません。
個々の対応モデルの最新の一覧については NEC ウェブサイトを参照ください。
サポートしている機能および機能性については各モデルにより異なります。
1.2. ユーザーインタフェース概要
メイン画面
1
メニューバーおよびツールバー
2
デバイスツリー
3
ステータスバー
4
ドックウィンドウタブ
5
ドックウィンドウエリア
6
ドックウィンドウタイトルバー
1
2
3
4
6
5

NaViSet Administrator 2 – クイックスタート ガイド
JP - 5
メニューバーおよびツールバー
メニューバー
は8個のサブメニューから構成されています。メニューバー下部のツールバーには、様々な機能が利用できる
便利なショートカットを設けています。
File menu
New
– 新しいデータベースファイルを作成します。
Open...
– 既存のデータベースファイルを開きます。
Save
– 現在のデータベースファイルを保存します。
Save As...
– 現在のデータベースを別のファイル名を付けて保存します。
Edit menu
Copy
– 現在選択しているテーブルからデータを Windows クリップボードにコピーします。
Paste
– 現在使用できません。
Delete
– 現在選択しているグループまたはデバイスツリー上のデバイスを削除します。
Rename
– 現在選択しているグループまたはデバイスツリー上のデバイスの名前を変更します。
Standard Device Info Update
–
デバイスツリー上で現在選択しているデバイスの標準アップデートを実行します。
Full Device Info Update
–
デバイスツリー上で現在選択しているデバイスの完全アップデートを実行します。
Cancel All Updates
– 現在全てのデバイスで実行している標準または完全アップデートを取り消します。
Properties
– 現在デバイスツリー上で選択している Device Properties 画面を開きます。
View menu
Status Bar
– メイン画面下部のステータスバーの表示・非表示を行います。
Toolbars
– ツールバーボタンの表示・非表示を行います。
Devices menu
Add Single Device...
– データベースに新しいデバイスを追加します。13 ページの
3.2. Add Single Device(デバイスを追
加する
)を参照してください。
Add Multiple Device...
– データベースに複数のデバイスを追加します。18 ページの
3.4. Add Multiple Devices (複数の
デバイスを追加する
)
を参照してください。
Add Group...
– デバイスツリーに新しいデバイスを追加します。12
ページの 3.1. Add New Group (グループを作成する)
を参照してください。
Test Connection
– デバイスとネットワークの接続に問題がないか接続のテストを行います。

NaViSet Administrator 2 – クイックスタート ガイド
JP - 6
Credential Library
– Credential Library を開きます。19 ページの
3.5. Credential Library (認証情報の管理をする)
を参照
してください。
Tasks menu
New Task...
– 新しい Task を作成します。23 ページの
5. Task の作成と実行
を参照してください。
Task Builder Wizard
– ウィザードを用いて新しい Task を作成します。
Task Library
– Task Library を開きます。
Show/Hide Alerts
– アラートリストの表示・非表示を行います。
Show/Hide Active Tasks
– Active Task リストの表示・非表示を行います。
Show/Hide Inactive Tasks
– Inactive Task リストの表示・非表示を行います。
Reports menu
New Report
– 新しいレポートを作成します。33 ページの
6.1. New Report (Report を作成する)
を参照してください。
Report Library...
– Report Library を開きます。
Show/Hide Active Reports
– Active Report リストの表示・非表示を行います。
Show/Hide Inactive Reports
– Inactive Reports リストの表示・非表示を行います。
Tools menu
Preferences
– アプリケーションの設定画面を開きます。
Help menu
Help
– オンラインのヘルプシステムを開きます。
Check for Updates
– ソフトウェアの最新バージョンが確認することが出来ます。本機能を使用するにはインターネッ
トへの接続環境が必要です。
About NaViSet Administrator 2...
– ソフトウェアおよびデータベースのバージョン情報を表示します。

NaViSet Administrator 2 – クイックスタート ガイド
JP - 7
デバイスツリー
デバイスツリーでは、現在データベースにある全てのディスプレイおよびコンピュータを表示します。名前を付けたフォ
ルダ、または
Groups
を使用して配置や部門別など、任意にデバイスを構成します。
デバイスツリーは操作に素早くアクセスできる
コンテキストメニュー
を備えています。コンテキストメニューを開くには、
デバイス上で右クリックします。コンテキストメニューは、指定のデバイスおよび現在のアプリケーションの状態で実行可
能なメニューアイテムを開きます。
デバイスツリーコンテキストメニュー
ドックウィンドウエリア
ドックウィンドウエリアでは任意の数のドックウィンドウを収めることができます。これは相互に積み重なるかたちとな
り、容易に識別して選択することができます。 ドックウィンドウをメインウィンドウから移動させて、デスクトップの他の
場所に移すこともできます。ドックウィンドウを移動させるには、クリックしてタイトルバーをドラッグします。デフォル
ト設定により、NaViSet Administrator 2は、
Task Manager
および
Report Manager
の、2個のドックウィンドウを開きます。
User's Guide第2章
「User Interface Overview」
を参照してください。

NaViSet Administrator 2 – クイックスタート ガイド
JP - 8
1.3. はじめに
本クイックスタートガイドでは、NaViSet Administrator 2の導入に関する主要な手順で構成した各項に分けて説明します。
1. NaViSet Administrator 2を使用するにあたって、お使いのWindowsコンピュータまたはデバイスを準備してく
ださい。
2. デバイスの準備
を参照してください。
2. Windows コンピュータ、ディスプレイおよびプロジェクターをデバイスツリーに追加します。
3. ネットワークのマ
ッピング
を参照してください。
3. デバイス情報の詳細を取得して、お使いのデバイスをインタラクティブにコントロールします。
4. デバイスのクエ
リーとコントロール
を参照してください。
4. お使いのデバイスの状態のコントロール、クエリー、およびモニタリングを行うTaskを作成します。
5. Taskの作成
と実行
を参照してください。
5. お使いのデバイスの資産および設定に関する詳細レポートを作成します。
6.1. New
Report (Report を作成する)を参
照してください。

NaViSet Administrator 2 – クイックスタート ガイド
JP - 9
2. デバイスの準備
NaViSet Administrator 2ではネットワークに接続された下記のデバイスをサポートしています:
• Windowsコンピュータと接続しているディスプレイ
• NECパブリックディスプレイ
• NECプロジェクター
NaViSet Administrator 2を使用する前に、お使いのネットワーク上のデバイスおよびWindowsコンピュータの環境設定を行う
必要があります。
お使いのデバイスの接続方法に応じて、下記の点をチェックしていただく必要があります:
• 適切なケーブル類を用いてデバイスが正しく接続されているか。
• 必要なリモートソフトウェアコンポーネントがWindowsコンピュータ上にインストールされ、正しく設定されているか。
• 外部との通信設定がパブリックディスプレイおよびプロジェクター上で正しく行われているか。
NaViSet Administrator 2はNECのデバイスを含むネットワーク構成の設定で動作するよう設計されています。下記の項目で
はデスクトップディスプレイ、パブリックディスプレイおよびプロジェクターで使用するいくつかの基本設定について説明
します。
2.1. NECデスクトップディスプレイ
キーポイント:
• NECデスクトップディスプレイに接続しているWindowsコンピュータに
DDC/CI WMI Provider
ソフトウェアをインスト
ールしてください。
DDC/CI WMI Provider
によりコンピュータに接続しているディスプレイとの双方向通信を可能にし
ます。
• お使いのコンピュータのグラフィックカードがDDC/CIをサポートしている必要があります。
• データ通信に映像信号を使用します。したがって、ディスプレイ側では特にネットワーク接続の設定を行う必要はあり
ません。
User's Guide第4章、「
Configuring Devices: Desktop display(s) connected to a Windows
Computer
」
を参照してください。
VGA/DisplayPort/DVI Connections
NaViSet Administ rator
N
E
T
W
O
R
K
DDC/CI WMI Provider
(optional)
VGA Display
Port DVI

NaViSet Administrator 2 – クイックスタート ガイド
JP - 10
2.2. NECパブリックディスプレイ
キーポイント:
• モデルによってはRS-232CまたはLANを使用して、ディスプレイをデイジーチェーンに接続することができます。
• RS-232Cケーブルはクロスケーブルをご使用ください。
• ネットワークに接続するディスプレイの
LAN設定
は有効な
IPアドレス
を正しく設定する必要があります。
• RS-232Cのデイジーチェーン接続を使用するディスプレイについては、一番目のディスプレイの外部制御のコントロー
ルを
LAN
にする必要があります。また、これ以外に追加するディスプレイについては
RS-232C
にしてください。
• RS-232Cのデイジーチェーン接続を使用するディスプレイについては、各
モニターID
はそれぞれ連続した別の番号(1, 2,
3,)である必要があります。
注意:
LAN 設定、外部制御設定およびモニターID の設定変更は各ディスプレイの OSD メニューで行います。詳細に
ついては、それぞれのディスプレイのユーザーマニュアルを参照してください。
User's Guide第4章、
「Configuring Devices: NEC large-screen display(s) using direct LAN
connection"
および "NEC large-screen display(s) with LAN hub using direct LAN connection」
を参照してください。
追加するパブリックディスプレイの設定タイプ
NaViSet Administrator 2は、またRS-232C経由でWindowsコンピュータと接続したNECパブリックディスプレイとの通信
を行うことができます。 これは
LAN to RS232 Bridge
ソフトウェアをWindowsコンピュータにインストールすることで使用
可能になり、これによりNaViSet Administrator 2 はコンピュータのIPアドレスを使用してディスプレイとの通信を行うこと
が可能となります。
RS-232C経由でWindowsコンピュータと接続しているNECパブリックディスプレイと接続する別の方法として、
RS232 WMI Provider
をWindowsコンピュータにインストールして使用する方法があります。
NaViSet Administ rator
N
E
T
W
O
R
K
LAN1 RS-232C OUT RS-232C IN RS-232C OUT
LAN2 LAN1 LAN2
OR

NaViSet Administrator 2 – クイックスタート ガイド
JP - 11
下記のようなLAN to RS232 BridgeまたはRS232 WMI Providerを使用する方法については、User’s Guideの第4章
「Configuring Devices」で詳しく説明しています:
• NEC large-screen display(s) using LAN to RS232 Bridge (LAN to RS232 Bridgeを使用してNECパブリックディスプレイ
を使用する)
• NEC large-screen display(s) with LAN hub using LAN to RS232 Bridge (LAN to RS232 Bridgeを使用してLANデイ
ジーチェーンのNECパブリックディスプレイを使用する)
• NEC large-screen display(s) using RS232 WMI Provider (RS232 WMI Providerを使用してNECパブリックディスプレイ
を使用する)
• NEC large-screen display(s) with SBC and dual LAN connections (SBCとNECパブリックディスプレイの両方にLANを
接続して使用する)
• NEC large-screen display with SBC and single LAN connection (SBCにLANを接続して使用する)
User's Guide
の
Appendix A
、
「
Comparison of connection methods for NEC large-screen displays
」
を
参照してください。
2.3. NECプロジェクター
キーポイント:
• プロジェクターのOSDメニューでネットワーク設定を正しく行う必要があります。
• プロジェクター設定時、通信タイプ設定を個別に
LAN
に設定する必要がある場合があります。
User's Guide第4章、
「Configuring Devices: NEC projector with direct LAN or wireless
connection
」
を参照してください。
追加するプロジェクターの設定タイプ
NaViSet Administrator 2はまた、RS-232C経由でWindowsコンピュータと接続したNECプロジェクターとの通信を行うこ
とが出来ます。これは
LAN to RS232 Bridge
ソフトウェアをWindowsコンピュータにインストールすることで使用可能になり、
これによりNaViSet Administrator 2はコンピュータのIPアドレスを使用してプロジェクターとの通信を行うことが可能とな
ります。
User's Guide第4章、
「
Configuring Devices: NEC projector connected via Windows Computer to
LAN
」
を参照してください。
NaViSet Administ rator
N
E
T
W
O
R
K
LAN

NaViSet Administrator 2 – クイックスタート ガイド
JP - 12
3. ネットワークのマッピング
NaViSet Administrator 2へのネットワークのマッピングには、デバイスツリーへのWindowsコンピュータの追加および
NECデバイスの追加、ならびにこれらの管理を簡単にするためにグループの作成ができます。
部門によりグループ分けされるデバイスツリーの例
3.1. Add New Group (グループを作成する)
グループはWindowsコンピュータおよびデバイスツリー上のNECデバイスをグループ化する方法です。グループは1台以上
のコンピュータまたはNECデバイスを含むフォルダとなります。必要に応じて任意のグループを追加することができ、ドラ
ッグ&ドロップを用いてデバイスの再配置をすることもできます。グループ間でコンピュータおよびデバイスを移動させるこ
ともできます。グループは共通のフォルダアイコンによりデバイスツリー上に表示されます。
新しいグループを追加する:
1. 新しいグループ作成するには作成したい場所で右クリックし、コンテキストメニューでAdd Groupを選択する
か、 をクリックします。
2. 名前およびオプションで詳細を入力し、
OK
をクリックします。
User's Guide第2章
「User Interface Overview: Groups」
を参照してください。

NaViSet Administrator 2 – クイックスタート ガイド
JP - 13
3.2.
Add Single Device(デバイスを追加する)
Add Single Device画面
を用いてデバイスを追加します。 下記はNECディスプレイ、プロジェクターおよびWindowsコン
ピュータを一度にデバイスツリー上に追加する手順です。
ネットワークに接続しているNECパブリックディスプレイを追加する:
1. ツールバーの
、
またはデバイスツリー上のグループを右クリックして
Add Single Device
を選択します。
2. デバイスタイプに
NEC large-screen display connected to LAN
を選択します。
3. ディスプレイのIPアドレスを入力します。
4.
Monitor ID
のプルダウンをクリックし、ディスプレイのモニターIDを選択します。モニターIDがお分かりでない場合
は、
Auto-Detect
にしておいてください。
5.
Test
をクリックします。
6. Connection Statusが
Connection OK!
になるまで必要に応じて手順3から5を繰り返してください。
Connection OK!
が表示されたら、
OK
をクリックします。パブリックディスプレイがデバイスツリーに追加され、ディスプレイの基
本情報を読み込むためのクエリーが開始されます。

NaViSet Administrator 2 – クイックスタート ガイド
JP - 14
ネットワークにWindowsコンピュータに接続したNECデスクトップディスプレイを追加する:
注意:
この手順を行う前に、DDC/CI WMI Provider をWindows コンピュータにインストールする必要があります。
1. ツールバー
の 、
または
デバイスツリー上のグループを右クリックして
Add Single Device
を選択します。
2. デバイスタイプに
Windows computer on LAN (WMI)を選択します。
3. コンピュータのIPアドレスまたはホスト名を入力します。不明な場合は
Browse
をクリックします。
4. 他のユーザーのコンピュータに接続したい場合は、事前に設定したWindows認証情報を使用するために
Use Library
Credential
を選択してください。あるいは
Device-specific Credential
を選択して
Edit
をクリックし、新しいWindows
認証情報を作成してください。詳細については3.5. Credential Library (認証情報の管理をする)を参照してくださ
い。
5.
Test
をクリックします。
6.
Connection Status
が
Connection OK!
になるまで必要に応じて手順3から5を繰り返してください。
Connection OK!
が表示されたら、
OK
をクリックします。
注意:
コンピュータおよび接続しているすべてのディスプレイがデバイスツリー上に同時に追加されます。

NaViSet Administrator 2 – クイックスタート ガイド
JP - 15
ネットワークに接続しているNECプロジェクターを追加する:
1. ツールバーの
、または
デバイスツリー上のグループを右クリックして
Add Single Device
を選択します。
2. デバイスタイプに
NEC Projector connected to LAN
を選択します。
3. プロジェクターのIPアドレスを入力します。
4.
Test
をクリックします。
5.
Connection Status
が
Connection OK!
になるまで必要に応じて手順3から4を繰り返してください。
Connection OK!
が表示されたら、
OK
をクリックします。
User's Guide第3章
「Devices: Adding Single Devices」
を参照してください。

NaViSet Administrator 2 – クイックスタート ガイド
JP - 16
3.3. デイジーチェーン接続のNECパブリックディスプレイを追加する
デイジーチェーンのホスト
はRS-232CまたはLANを用いてデイジーチェーン接続している1台以上のパブリックディスプレ
イの内、コンソールのコンピュータとLANで接続しているパブリックディスプレイがホストになります。ネットワークに追
加されると、NaViSet Administrator 2は デイジーチェーン接続されているすべてのディスプレイをコントロールできるよう
になります。
下記はデイジーチェーン接続のホストを追加する手順です。
注意:
この手順は
LAN
のデイジーチェーン接続を使用しているディスプレイモデルにも使用できますが、
Add Multiple Devices
を使用して IP アドレスによりこれらのユニットを追加すると、
より高速な通信が可能となるため、これを強く推奨します。
1. ツールバーの 、またはデバイスツリー上のグループを右クリックして
Add Single Device
を選択します。
2. デバイスタイプに
NEC large-screen display connected to LAN
を選択し
、This is the first display in a daisy chain
ボッ
クスにチェックを入れます。
3. LANに接続しているディスプレイの
IP アドレス
を入力します。
4. Lowest Monitor ID in daisy chainにはデイジーチェーン接続で使用されているうち一番小さい
モニターID
を、
Total number of displays in daisy chain(including this one)にはデイジーチェーン接続するディスプレイの合計台数
を選択します。

NaViSet Administrator 2 – クイックスタート ガイド
JP - 17
5.
Monitor ID
テキストボックスでクリックし、ディスプレイのモニターIDを入力します。 モニターIDがお分かりでな
い場合は、
Auto-Detect
にしておいてください。
6.
Test
をクリックします。
7. Connection Statusが
Connection OK!
になるまで必要に応じて手順3から6を繰り返してください。
Connection OK!
が表示されたら、
OK
をクリックします。デイジーチェーン接続されているすべてのパブリックディスプレイがデバ
イスツリーに追加されます。
User's Guide第3章
「Devices: Adding Single Devices」
を参照してください。

NaViSet Administrator 2 – クイックスタート ガイド
JP - 18
3.4. Add Multiple Devices (複数のデバイスを追加する)
複数のデバイスを追加する必要がある場合は、Add Multiple Devicesを用いて簡単で効率的にデバイスを一度に追加するこ
とができます。この手順は
Add Multiple Devices画面
を通じて行うことができます。
注意:
この方法は RS-232C 接続を使用してデイジーチェーン接続されているパブリックディスプレイのグループを追加す
る際には用いないで下さい。追加方法については
3.3. デイジーチェーン接続の NEC パブリックディスプレイを追加する
を参照してください。
下記の方法で多数のデバイスを追加することができます:
• IPアドレスの範囲を指定する
• テキストファイルまたはExcelシートからインポートする
• NaViSet Administrator 2の別のデータベースからインポートする
• ネットワーク一覧表から追加する
• アクティブディレクトリから追加する(Windowsコンピュータのみ)
下記はIPアドレス192.168.1.10から192.168.1.20までの複数のパブリックディスプレイを追加するための 手順です。
1. ツールバーの 、またはデバイスツリー上のグループを右クリックして
Add Multiple Devices
を選択します。
2.
NEC large-screen displays
タブを選択します。
3.
IP Address Range
ボタンをクリックして、追加したいデバイスの範囲をカバーしている最小と最大のIPアドレ
スの両方を入力してください。

NaViSet Administrator 2 – クイックスタート ガイド
JP - 19
4.
Add to Table
を選択して、接続テストをせずにデバイスをテーブルに追加します。または
Locate+Add to Table
を選
択して、デバイスがテーブルに追加されたらそれぞれ接続をテストします。
5. テーブルのリストを確認して、任意のデバイスをデバイスツリーに加えるか、省きたい場合はAdd列のボックスに
チェックを付けるか、外すことでデバイスの選択をします。
6.
Existing Group
を選択して既存のグループを選択してデバイスを追加するか、または
New Group
を選択し、名前を入
力して新しいグループを作成します。
7.
Apply
をクリックします。デバイスがデバイスツリーに追加され、ディスプレイの基本情報を読み込むためのクエリ
ーが開始されます。
User's Guide第3章
「Devices: Adding Multiple Devices」
を参照してください。
3.5. Credential Library (認証情報の管理をする)
リモートのWindowsコンピュータに接続する際はWindows認証情報を指定する必要があります。これらのWindows認証情
報はコンピュータを管理しWMIにアクセスするために必要なアクセス許可を保有しているユーザー向けです。Windows認証
情報はユーザーネームとパスワードで構成されています。
NaViSet Administrator 2はWindows認証情報を管理し、また複数のコンピュータにアクセスするための認証情報の保管や適用
をより簡単にするための
認証情報の管理
機能を有しています。
Credential Library
を開くにはツールバーの 、をクリックするか、
Devices
メニュー内の
Credential Library
を選択します。
Credential Library
画面
User's Guide第6章
「Credential Library」
を参照してください。

NaViSet Administrator 2 – クイックスタート ガイド
JP - 20
4. デバイスのクエリーとコントロール
デバイスに関する情報および現在のコントロール設定は
Device Properties画面
に表示されています。
Device Properties画
面
を通じて、お使いのNECデバイスをコントロールすることができます。
Device Properties
画面
任意のデバイスの
Device Properties
画面を開くには、デバイスツリー内のデバイス上でダブルクリックするか、
あるいはデバイス上で右クリックし、コンテキストメニューから
Properties
を選択します。
注意:
Device Properties
画面はデフォルト状態ではドックウィンドウエリアに表示されています。
Device Properties
画面の数は同時に必要な数を任意で開くことができますが、デバイスあたり 1台のみサポー
トされます。
4.1. デバイスのクエリーを行う
デバイスの最新情報を取得し、
Device Properties
画面を通じてデータベースに保存するためにデバイスのクエリーを行う
ことができます。
デバイス情報をアップデートする:
1. デバイスツリー内のデバイス上でダブルクリックするか、あるいはデバイス上で右クリックし、コンテキスト
メニューから
Properties
を選択します。新しい
Device Properties
画面が開き、データベース内に保存されている
最新の設定が表示されます。

NaViSet Administrator 2 – クイックスタート ガイド
JP - 21
2.
Info
タブにタイムスタンプが記録されます。また必要な場合は
Standard Update
をクリックしてデバイスの基本情報
およびステータスを更新してデータベースをアップデートします。 現在のコントロール設定をすべて含める場合は
Full Update
をクリックします。
注意:
デバイスの全情報を読み込むため、デバイスの電源をオンにしている必要があります。
24 時間以上経過している場合はタイムスタンプが赤色で表示されます。
4.2. デバイスをコントロールする
デバイスのコントロールは
Device Properties
画面を通じて行うことができます。
Power
、
Video
、および
Geometry
といった、
頻繁に使用するコントロールは一連のタブ付カテゴリに分類されています。
Custom
タブにはデバイスにサポートされている
すべてのコントロールを行うこともできます。
例:共通コントロール設定を変更する
下記はデバイス上のボタンを用いて調整を行わないようにするためのOSDキーロックを設定するための手順です。
注意:
設定またはコントロール調整を行う前に、デバイスが電源オンの状態であることを確認してください。
1. デバイスの
Device Properties
画面を開くには、デバイスツリー内のデバイス上でダブルクリック
するか、あるいはデバイス上で右クリックし、コンテキストメニューから
Properties
を選択します。
2.
OSD
タブを選択します。 タブ上でクリックすると、デバイスからリアルタイムで現在の設定が取得されます。
3.
Key Lock
コントロールで
Lock
ボタンをクリックします。 コマンドがデバイスにリアルタイムで送られます。

NaViSet Administrator 2 – クイックスタート ガイド
JP - 22
例:共通ではないコントロール設定を変更する
Device Properties
画面のタブには全てのコントロールは含まれていません。これはNECディスプレイがサポートしてい
るコントロールの数が膨大なためです。ただし殆どのコントロールは
Custom
タブを通じてコントロールが可能です。
下記はサイドパネルのグレースケールを黒に近いものに変更するための手順です。
注意:
設定またはコントロール調整を行う前に、デバイスが電源オンの状態であることを確認してください。
1. お使いのデバイスの
Device Properties
画面を開いて、
Custom
タブを選択します。
2.
Controls
リスト内の
Side Border Color
コントロールを指定してクリックします。
コントロールが
Settings
リストに追加され、現在の値をリアルタイムで確認できるようになります。
3. スライダーをクリックして、希望する値までドラッグしてから離します。 新しい値がリアルタイムでディスプレイ
に送られます。
4.
オプション:
デバイスのカスタムタブが選択された際は常に自動的にコントロールリストが開くように、
Save List
を クリックして現在のコントロールリストを保存します。

NaViSet Administrator 2 – クイックスタート ガイド
JP - 23
5. Taskの作成と実行
Task
とは 1個以上のデバイスでクエリーやコマンドを実行する操作です。Taskは特定の日時に合わせたり、または必要に
応じてスケジュールで実行したり、具体的な操作時間や間隔を設けて操作を継続したりすることもできます。
NaViSet Administratorで実行可能なTaskとして、次の3種類があります:
•
Command Tasks:
設定を変更したりデバイス上で操作を実行します。例えば、ディスプレイの電源をオンにする、特定
の映像入力を選択する、TVチューナーで特定のTVチャンネルを選択するなどの操作を行う機能です。
Command Tasks
はまた、環境設定を容易にするためディスプレイに送ることのできる複数の設定を組み合わせたプリセット設定を作成
する際に使用することもできます。
•
Conditional Tasks:
定期的なインターバルを設けて1個以上の設定またはパラメータを読み込み、1個以上の値が指定範
囲外にあるか、値に変更が生じた場合にアラートを送信します。 例えば、ディスプレイの内部温度が特定の値を超えた
場合や、ディスプレイがレポートした診断エラー状態にある場合にアラートを送信する。
•
Informational Tasks:
定期的なインターバルを設けてデバイスから1個以上の設定またはパラメータを読み込み、リアル
タイムで読み込んだ値を表示します。例えば、ディスプレイの内部温度をモニタリングする際などが挙げられます。
Taskが実行されると、Taskで選択された操作を各デバイス上で実行します。Conditional TasksおよびInformational Tasksに
関しては、任意の時間間隔や無制限にポーリングするようにTaskを設定することができます。
Taskの各操作の結果や履歴はデータベース内に保存され、Task実行中または実行後でも確認することができます。Task
Historyは、クリップボードやExcelシート、またはテキストファイルにエクスポートすることもできます。
Task Library
すべてのTaskは
Task Library
を用いて管理することができます。Taskは
Task Library
内で作成、編集、複製および削除する
ことができます。Taskの実行履歴を閲覧したり、Excelシートやテキストファイルにエクスポートすることができます。
Task Library
を開くにはツールバーの クリックする、
もしくは、Tasks
メニュー内の
Task Library
を選択します。
Task Library
画面

NaViSet Administrator 2 – クイックスタート ガイド
JP - 24
Task Manager
Task Manager
画面は
Inactive Tasks
、
Active Tasks
、および
Alerts
の3種類に分類されます。
Task Manager
画面
Inactive Tasks
Inactive Tasks
は、データベース内の待機状態のTaskを表示します。新しいTaskを作成した場合、このテーブルに追加さ
れます。
Inactive Tasksから複数のTask操作を開始することができます:
•
Task Properties
は をクリックして表示し、Taskを確認したり、編集することができます。
•
Task History Viewer
は をクリックして表示し、過去に実行したTaskの結果を確認することができます。
•
Next Start Time
のチェックボックスをクリックして、開始オプションをスケジュール化する、スケジュール化しないを
切り替えることができます。
• をクリックするとTasksを手動で開始します。
Active Tasks
Active Tasks
は、データベース内の実行中のTaskを表示します。Taskが手動または自動で開始すると、Taskが
Inactive Tasks
から
Active Tasks
に移ります。Taskが完了または終了すると、Taskは再び
Inactive Tasks
に戻ります。
Active Tasksから複数のTask操作を開始することができます:
•
Task Viewerの
をクリックして、リアルタイムで実行中のTaskを確認することができます。
• をクリックするとTaskを停止します。

NaViSet Administrator 2 – クイックスタート ガイド
JP - 25
Alerts
Alerts
はConditional Tasksで発生した全てのアラートメッセージを表示します。全てのアラートメッセージは
Clear
ボタン
をクリックしてテーブルから削除されるまで、データベース内に保存されます。
注意:
現在のセッション中に発生されたアラートは赤文字で表示されます。
また過去のセッションで発生されたアラートは通常の文字色で表示されます。
User's Guide第7章
「Tasks」
を参照してください
5.1. New Task (Taskを作成する)
TaskはTasksメニューでTask Builder Wizardのウィザードを用いて作成するか、ツールバーの をクリックして作成する
ことができます。このウィザードにはTask作成の各段階で説明が付いています。
Taskはまた、
Tasks
メニュー上の
New Task
を 選択して直接作成するか、ツールバーの をクリックするか、Task Library
からは
New
を選択することで作成可能です。
User's Guide第7章
「Tasks: Creating Tasks」
を参照してください
Task Type : Command Tasks
Command Tasks
はお使いのNECデバイスの設定を変更する際に使用します。
下記はCommand Tasksを作成するための手順です。
1. ツールバーの をクリックするか、または
Tasks
メニューから
New Task
を選択します。
2.
Settings
タブで、NameにTaskの名前を入力します。Description内の入力は任意です。
Task Type
が
Command
を選
択されていることを確認してください。
3.
Devices
タブをクリックして、このTaskで操作したいデバイスの隣にあるチェックボックスにチェックを付けてくだ
さい。
4.
Commands
タブ上でクリックし、送信したいすべてのコマンド上でクリックします。
• ツリーリスト内のコントロールを指定してクリックします。するとコントロールがCommand Listに追加されま
す。
• コントロールの値をセットします。
5.
オプション:
デバイス内でスケジュールをセットしたい場合は、
Display Schedule
タブで設定してください。
2 3 4 56 7 8 9

NaViSet Administrator 2 – クイックスタート ガイド
JP - 26
6.
オプション:
このTaskに1個以上のIRリモートコマンドを送信させたい場合は
IR Remote
タブで設定してください。
7.
オプション:
完了時や実行中に警告などが発生した際にE-mail通知がほしい場合は、
Notifications
タブで設定して
ください。
8.
オプション:
Taskに定期的なインターバルを設けてスケジュール化したい場合は、
Schedule
タブで設定してくださ
い。
9.
オプション:
すべてのTask設定を確認する場合は
Summary
ページ上でクリックし、次に
OK
をクリックして完了し
てください。
Taskが作成されると
Task Manager
の
Inactive Tasks
に追加されます。
User's Guide第7章、
「Tasks: Creating a New Command Task」
を参照してください
Task Type : Conditional Tasks
Conditional Tasks
は、一定の間隔でデバイスの設定やパラメータを確認し、ある値が指定の値の範囲外にあるか、値に変
更があった際にアラートを通知するために使用します。
下記はConditional Tasksを作成するための手順です。
1. ツールバーの をクリックするか、または
Tasks
メニューから
New Task
を選択します。
2.
Settings
タブで、NameにTaskの名前を入力します。Description内の入力は任意です。
3.
Task Type
で
Conditional
を選択し、どれくらいの頻度でデバイスのクエリーを行うか選択します。
4.
Devices
タブをクリックして、このTaskで操作したいデバイスの隣にあるチェックボックスにチェックを付けてくだ
さい。
24 5 6 7 8

NaViSet Administrator 2 – クイックスタート ガイド
JP - 27
5.
Conditions
タブ上でクリックし、確認したいすべての設定上でクリックします。
• ツリーリストの設定を指定してクリックします。コントロールが
Conditions
リストに追加されます。
• コントロールを設定して、希望する条件式を作成します。
6.
オプション:
アラート発生条件を満たした場合にE-mailでの通知がほしい場合は、Notificationsタブで設定し
てください。
7.
オプション:
Taskに定期的なインターバルを設けてスケジュール化したい場合は、
Schedule
タブで設定してください。
8.
オプション:
すべてのTask設定を確認する場合は
Summary
タブで確認して、
OK
をクリックして完了してくだ
さい。
Taskが作成されると
Task Manager
の
Inactive Tasks
に追加されます。
User's Guide第7章
「Tasks: Creating Conditional Tasks」
を参照してください
Task Type : Informational Tasks
Informational Tasks
は定期的なインターバルを設けてデバイスから1個以上の設定またはパラメータを読み込み、
リアルタイムで読み込んだ値を表示するために使用します。
下記はInformational Tasksを作成するための手順です。
1. ツールバーの をクリックするか、または
Tasks
メニューから
New Task
を選択します。
2.
Settings
タブで、NameにTaskの名前を入力します。Description内の入力は任意です。
3.
Task Type
で
Informational
を選択し、どれくらいの頻度でデバイスのクエリーを行うか選択します。
2 4 5 6 7 8

NaViSet Administrator 2 – クイックスタート ガイド
JP - 28
4.
Devices
タブをクリックして、このTaskで操作したいデバイスの隣にあるチェックボックスにチェックを付けてくだ
さい。
5.
Query Items
タブ上でクリックし、ツリーリスト内で確認したい各設定を指定してクリックします。項目が
Query
Items
リストに追加されます。
6.
オプション:
完了時や実行中に警告などが発生した際にE-mail通知がほしい場合は、
Notifications
タブで設定して
ください。
7.
オプション:
定期的な感覚でTaskが開始されるようスケジュール化したい場合は、
Task Schedule
タブで設定して
ください。
8.
オプション:
すべてのTask設定を確認する場合は
Summary
タブで確認し、
OK
をクリックして完了してください。
Taskが作成されると
Task Manager
の
Inactive Tasks
に追加されます。
User's Guide第7章
「Tasks: Creating Informational Tasks」
を参照してください
Notifications (E-mailの通知設定をする)
Notificationsを行うことで、アプリケーションがE-mailを通じてTaskの状態を通知することができます。例えば、数百台規
模を対象とした非常に長い時間を要するTaskが完了した際などに管理者が通知を受け取りたい場合や、操作中に異常状態を
検知した際に通知を受け取りたい場合などが挙げられます。 すべてのTask TypeでE-mail通知を付け加えることができます。
下記は新しいTaskを作成する際にNotificationsを付け加えるための手順です。
1.
Notifications
タブページ上でクリックし、
Add a Notification
をクリックします。

NaViSet Administrator 2 – クイックスタート ガイド
JP - 29
2.
Notification Type
コンボボックス内でクリックし、
Email Message
を選択します。
3.
Notification Settings
ダイアログ内で、受信者のE-mailアドレスを入力します。 すべてのE-mailメッセージの末尾に
追加される
Supplemental Message
を入力することもできます。
4.
OK
をクリックして
Notification Settings
ダイアログを閉じます。
5.
Alert Conditions
チェックボックスにチェックを入れます。
User's Guide第7章
「Tasks: Notifications Tab」
を参照してください
Task Schedule (Taskをスケジュール化する)
Task Schedule Tab
は、Taskがいつどのように開始されるかをセットする際に使用します。 Taskは
On Demand
(手動で開
始)または設定した間隔で実行できる
Scheduled
にセットすることができます。
Temporary
は手動で開始する必要があり、
NaViSet Administrator 2が現在開いているセッション内でのみ存在します。スケジュールはすべてのTask Typeでサポートさ
れています。
下記は隔週月曜日の5:00AMにTaskが開始されるようスケジュール化するための手順です。
1.
Task Schedule
タブ上でクリックし、
Scheduled
開始オプションを選択します。
2. 上記で示したように
Start Schedule
コントロールを調整します。
User's Guide第7章「
Tasks: Task Schedule Tab」
を参照してください

NaViSet Administrator 2 – クイックスタート ガイド
JP - 30
5.2. Taskを実行する
Taskを作成する際に、データベース内に保存されたTasksスクリプトを作成することとなります。希望する操作を行うた
めにはTaskを
実行
する必要があります。
Taskは
On Demand
や
Schedule
で開始することもできます。
On DemandでTaskを開始する場合
:
1.
Task Manager
内の
Inactive Tasks
テーブル内でTaskの ボタンをクリックします。
2.
オプション:Active Tasks
内でクリックし 、
Task Viewer Window
を開いてリアルタイムでTaskをモニタリ
ングできます。
3.
オプション:
Taskを停止するには
Active Tasks
テーブル内でクリックします 。
5.3. Task History (Taskの履歴を確認する)
デフォルト設定ではTask完了時にすべてのTask結果がデータベースに保存されます。
Task History Viewer
を用いてTask結
果を確認、エクスポートしたり履歴を削除したりすることができます。
Task History Viewer
を開くには、
Task Manager
内の
Inactive Tasks
テーブル内でクリックします 。
Task History Viewer
画面
Task History Viewer
から複数のTask操作を開始することができます:
• ドロップダウンリスト上の
Show Task Ending On
内で完了日時を選択することでTaskの具体的な情報を選択します。
• 選択した情報をデータベースから完全に削除するには
Delete
ボタンをクリックします。
• Task Historyの選択した情報をExcelシートまたはテキストファイルにアウトプットするには
Export
ボタンをクリックします。
• その他のデバイスをすべて除外するには
Task Data
テーブル内で指定のデバイスタイプを選択します。
• テーブルをカラムでソートするには任意のカラム上で
Enable Column Sorting
をチェックしてクリックします。
User's Guide第7章
「Tasks: Task History」
を参照してください

NaViSet Administrator 2 – クイックスタート ガイド
JP - 31
6. Reportの作成と実行
Report
は、1台以上のデバイスから選択した設定の値や情報を収集してレポートを作成する操作です。
この操作はリアルタイムで行う(操作が実行される際にクエリーが行われる)か、または各デバイスの現在のデータベース
に保存されている情報を用いて行うこともできます。 データベース内のデータが指定した期間よりも古いデバイスの場合の
み行うクエリーを指定することができます。 リアルタイムクエリーはデータベースのクエリーよりも速度が遅いため、この
オプションはデバイス上の不要なリアルタイムクエリーを減らすために有効です。
Reportの結果はデータベースに保存することもでき、Excelシートやテキストファイルに出力することもできます。データベ
ースに保存されると、
Report History Viewer
を用いていつでもReport結果を確認することができます。Report結果はReport
が作成されるごとに保存されます。これにより長期間にわたってReportの履歴を確認することができます。
Reportの使用例:
• デバイス名、モデル、シリアルナンバーおよび資産タグでコンピュータを追跡管理したり、構成内で表示したりするこ
とができます。
• デバイスから読み込める累積作動時間や二酸化炭素削減量、またその他のパラメータやサポートされている設定を表示
して、作動時間を追跡管理することができます。
Report Library
Reportは
Report Library
を用いて管理します。Reportは
Report Library
で作成、編集、 複製および削除することができます。
Reportの実行履歴は閲覧したりエクスポートすることができます。
Report Library
を開くには、ツールバーの をクリックする、
もしくはReports
メニュー内の
Report Library
を選択します。
Report Library
画面
Report Manager
Report Manager画面
は
Active Reports
および
Inactive Reports
の2つで構成されています。

NaViSet Administrator 2 – クイックスタート ガイド
JP - 32
Report Manager
画面
Active Reports
Active Reports
は、データベース内で実行中のReportを表示します。 開始すると、Reportは
Inactive Reports
から
Active
Reports
に移ります。 Reportが完了または終了すると、Reportは再び
Inactive Reports
に戻ります。
Active Reports
から複数
の操作を開始することができます:
•
Report
Viewer
画面の クリックしてリアルタイムで実行中のReportをモニタリングすることができます。
• クリックすると Reportを停止します。
Inactive Reports
Inactive Reports
は、データベース内で待機状態のReportを表示します。 新しいReportを作成した場合、
Inactive Reports
にReportが追加されます。
Inactive Reports
から複数の操作を開始することができます:
•
Report Properties
は をクリックして表示し、Reportを確認したり編集することができます。
•
Report
History Viewer
は をクリックして表示し、過去に実行したReportを確認することができます。
• をクリックするとReportを実行します。
User's Guide第8章
「Reports」
を参照してください

NaViSet Administrator 2 – クイックスタート ガイド
JP - 33
6.1. New Report (Reportを作成する)
下記はReportを作成するための手順です。
1. ツールバーの をクリックするか、または
Reports
メニューから
New Report
を選択します。
2.
Settings
タブ:
•
Name
を入力します。Descriptionへの入力は任意です。
•
Report Type
を選択します。
Real-time Reports
が選択された実行中のデバイスをクエリーするのに対して、
Database Reports
は、データベースからの情報のみで作成されます。
•
Query only if local device information is older than...
のボックスにチェックを入れると、
指定した期間内にアップデートされていないデバイスのリアルタイムクエリーと同様、データベースからの情報
でReportを作成します。
3.
Devices
タブをクリックして、このReportで取得したいデバイスの隣にあるチェックボックスにチェックを付けてく
ださい。
注意:
Windows コンピュータに付属したデバイスおよびデイジーチェーン接続されているディスプレイはデバイ
スタブにリスト化されていません。 これらのデバイスは Report が実行されると自動的に検知され追加さ
れます。
4.
Query Items
タブ上でクリックし、Reportの各行でツリーリスト内の確認したい項目を指定してクリックします。項
目が
Query Items
リストに追加されます。
注意:
複数の項目がデフォルトで追加されます。 赤色の背景になっているリスト項目はデバイス識別用です。こ
の項目に関して Report から取り除くことは出来ません。
5.
Output
タブ上でクリックし、Output Optionsを選択します。
6.
オプション:
すべてのReport設定を確認する場合は
Summary
ページ上でクリックし、次に
OK
をクリックしてくだ
さい。
Reportが作成されると
Report Manager
内の
Report Library
および
Inactive Reports
にReportが追加されます。
2 3 456

NaViSet Administrator 2 – クイックスタート ガイド
JP - 34
User's Guide第8章
「Reports: Creating Reports」
を参照してください
6.2. Reportを実行する
Reportを
作成
すると、データベース内にReportスクリプトを作成することとなります。その後、ReportのExcelシートまた
はテキストファイルを作成するためにはReportを
実行
する必要があります。
Reportを実行する:
1.
Report Manager
内の
Inactive Reports
テーブル内でReportの ボタンをクリックします。
2.
オプション:
Reportをリアルタイムでモニタリングするには
Active Reports
内で をクリックします。
3.
オプション:
Reportを停止するには
Active Reports
内で をクリックします。
Report作成の時に出力ファイルを指定している場合は、ReportファイルはReportが完了すると自動的に既定のプログラムで
開きます。
注意:
このオプションをオンやオフにするには
Preferences
の中の
Open report files on completion
を使用します。
6.3. Report History (Reportの履歴を確認する)
デフォルト設定ではReport完了時にすべてのReport結果がデータベースに保存されます。
Report History Viewer
を用いて
Report結果を確認、エクスポートしたり削除したりすることができます。
Report History Viewer
を開くには、
Report Manager
内の
Inactive Reports
テーブル内で をクリックします。
Report History Viewer
画面

NaViSet Administrator 2 – クイックスタート ガイド
JP - 35
Report History Viewer から複数の操作を開始することができます:
• ドロップダウンリスト上の
Show Report Ending
内で完了日時を選択することでReportの具体的な情報を選択します。
• 選択したReportの情報をデータベースから完全に削除するには
Delete
ボタンをクリックします。
• 選択したReport結果のバージョンをExcelシートまたはテキストファイルにアウトプットするには
Export
ボタンをクリ
ックします。
• その他のデバイスをすべて除外するには
Report Data
テーブル内で指定のデバイスタイプを選択します。
• テーブルを列でソートするには
Enable Column Sorting
のチェックボックスをチェックして任意の列でクリックします。
User's Guide第8章
「Reports: Report History」
を参照してください

NaViSet Administrator 2
快速入门指南
中文

NaViSet Administrator 2 – 快速入门指南
CN – 2
1. 关于 NaViSet Administrator 2
................................................................................................................. 3
1.1. 系统要求 .................................................................................................................................... 3
1.2. 用户界面概述 ............................................................................................................................... 4
1.3. 入门 .......................................................................................................................................... 8
2. 准备设备
.......................................................................................................................................... 9
2.1. NEC 桌面显示器 ........................................................................................................................... 9
2.2. NEC 大屏幕显示器 ....................................................................................................................... 10
2.3. NEC 投影机 ............................................................................................................................... 11
3. 映射网络
........................................................................................................................................ 12
3.1. 创建组群 .................................................................................................................................. 12
3.2. 添加单一设备 ............................................................................................................................. 13
3.3. 添加 NEC 大屏幕显示器的菊花链 ..................................................................................................... 15
3.4. 添加多台设备 ............................................................................................................................. 17
3.5. 证书库 ..................................................................................................................................... 18
4. 查询和控制设备
............................................................................................................................... 19
4.1. 查询设备 .................................................................................................................................. 19
4.2. 控制设备 .................................................................................................................................. 20
5. 创建和运行任务
............................................................................................................................... 22
5.1. 创建任务 .................................................................................................................................. 24
命令任务
..................................................................................................................................... 24
条件任务
..................................................................................................................................... 25
信息类任务
.................................................................................................................................. 26
电子邮件通知
............................................................................................................................... 27
定时任务
..................................................................................................................................... 28
5.2. 运行任务 .................................................................................................................................. 29
5.3. 任务记录 .................................................................................................................................. 29
6. 创建和运行报告
............................................................................................................................... 31
6.1. 创建报告 .................................................................................................................................. 33
6.2. 运行报告 .................................................................................................................................. 34
6.3. 报告记录 .................................................................................................................................. 34

NaViSet Administrator 2 – 快速入门指南
CN – 3
1. 关于NaViSet Administrator 2
NaViSet Administrator
是基于网络进行NEC大屏幕显示器、桌面显示器和投影机群的控制和资产管理的一套先进系统。 使用
NaViSet Administrator,您可以:
• 监看:自动监看您的NEC显示终端设备的运行状态和控制设置。
• 报警:在如过热、冷却风扇故障和诊断错误等异常情况发生时,自动发送电子邮件警报。
• 控制:通过NEC显示终端设备上的控制接口,如:RS232串口、网口等,您可以访问和调整该设备上的众多控制设置。
• 远程:同时可以连接至您网络上基于Windows平台的远程计算机进行监控该台计算机所连接的NEC显示终端设备的运行状态
及设置。
• 报告:创建显示终端设备的资产、运行状态和控制设置的详细报告,并将它们以流行的电子表格格式导出。
关于此文档
本文档的目的是作为向您介绍NaViSet Administrator基本操作的指南。 在本文档中,像下面出现的这类参考资料将会引导您至
NaViSet Administrator User's Guide
中的相关主题,在那里您将会找到完整的信息。
参
见用户指南中的第一章,“
Introduction to NaViSet Administrator”
注:
NaViSet Administrator 用户指南目前只有英文版本。
1.1. 系统要求
操作系统
32位和64位版本的Microsoft Windows XP、Server 2003、Vista、
Windows 7和Windows 8。
局域网
标准TCP/IP 局域网接口。 大部分显示器需要的静态IP地址直接连接至局域网,除非提供
名称解析(主机名称)支持。
系统资源
至少64MB可用硬盘空间用于安装。
每100台设备数据库存储所需的硬盘空间约为50MB。
至少96MB的RAM(建议为192MB)
软件
建议使用Adobe Reader X 或更高版本用于查看用户指南。
开源硬件监控(可选)用于监控计算机温度和风扇状态。

NaViSet Administrator 2 – 快速入门指南
CN – 4
支持的显示设备
NaViSet Administrator 支持以下NEC显示器机型:
• NEC桌面显示器机型。
• NEC大屏幕显示器机型。
• 带有局域网或RS232连接的NEC投影机机型。
注:
不支持 NEC E 系列大屏幕显示器。
最新上市的具体机型请参见 NEC 网站。
所支持的特性和功能将取决于机型。
1.2. 用户界面概述
主窗口
1
主菜单和工具栏
2
设备树结构管理
3
状态栏
4
停靠窗口选项卡
5
停靠窗口区域
6
停靠窗口标题栏
1
2
3
4
6
5

NaViSet Administrator 2 – 快速入门指南
CN – 5
主菜单和工具栏
Main Menu
由8个子菜单组成。 主菜单下面的工具栏提供了很多功能的方便的快捷方式。
File menu
New
– 创建一个新的数据库文件。
Open…
– 打开现存的数据库文件。
Save
– 保存当前数据库文件。
Save As…
– 将当前数据库以不同的文件名保存。
Edit menu
Copy
– 将数据从当前所选的表格中复制到 Windows 剪贴板。
Paste
– 粘贴。
Delete
– 删除设备树中当前所选的组群或设备。
Rename
– 重命名设备树中当前所选的组群或设备。
Standard Device Info Update
– 在当前所选的设备树项目上进行信息刷新。
Full Device Info Update
– 对设备树中当前所选的设备进行全面信息刷新。
Cancel All Updates
– 取消当前在任何设备上进行的所有标准或全面刷新。
Properties
– 打开设备树中当前所选设备的设备属性窗口。
View menu
Status Bar
– 在主窗口底部隐藏或显示状态栏。
Toolbars
– 隐藏或显示工具栏按钮。
Devices menu
Add Single Device...
– 添加一台新设备至数据库。 参见第
13
页的
3.2. 添加单一设备
。
Add Multiple Devices...
–添加多台设备至数据库。参见第
17
页的
3.4. 添加多台设备
。
Add Group....
– 添加新组群至设备树。 参见第
12
页的
3.1. 创建组群
。
Test Connection
– 测试设备连接,确保其可在网络上访问。
Credential Library...
– 打开证书库。 参见第
18
页的
3.5. 证书库。

NaViSet Administrator 2 – 快速入门指南
CN – 6
Tasks menu
New Task...
– 创建一个新任务。 参见第
22
页的
5. 创建和运行任务
。
Task Builder Wizard...
– 使用向导界面进行指引创建新任务。
Task Library...
– 打开任务库。
Show/Hide Alerts
– 显示或隐藏警报列表。
Show/Hide Active Tasks
– 显示或隐藏活动任务列表。
Show/Hide Inactive Tasks
– 显示或隐藏不活动任务列表。
Reports menu
New Report...
– 创建一个新的报告。 参见第
31
页的
6. 创建和运行报告
。
Report Library...
– 打开报告库。
Show/Hide Active Reports
– 显示或隐藏活动报告列表。
Show/Hide Inactive Reports
– 显示或隐藏不活动报告列表。
Tools menu
Preferences
– 打开应用程序首选项窗口。
Help menu
Help
– 打开在线帮助系统。
Check for Updates
– 检查 NEC 软件升级系统是否有更新版本可用。 需要互联网连接。
About NaViSet Administrator 2...
– 显示软件和数据库版本信息。

NaViSet Administrator 2 – 快速入门指南
CN – 7
设备树结构管理
设备树通过重命名文件夹或编组的方式对当前数据库中所有的显示器、投影机和计算机设备进行树状结构管理,例如按位置或部
门管理设备。
设备树含有一个
上下文菜单
,它提供了对于常见操作的快速访问。 要打开上下文菜单,请在设备上单击鼠标右键。 上下文菜单
将会打开,其菜单项为所选设备的相关常见操作菜单信息。
设备树上下文菜单
停靠窗口区域
停靠窗口区域可含有任意数量的
停靠窗口
,这些窗口一个一个在上面堆叠并被标注, 这样您能够轻松识别并选择它们。 您也可
以将停靠窗口从主窗口移出至桌面的其他位置。 要移动一个停靠窗口,请单击并拖拽该窗口的标题栏。默认情况下
,NaViSet
Administrator
打开两个停靠窗口,
Task Manager
和
Report Manager
。
参见用户指南中的第二章,“
User Interface Overview”

NaViSet Administrator 2 – 快速入门指南
CN – 8
1.3. 入门
本指南的其余部分分为几个章节,由典型的NaViSet Administrator执行过程所涉及的主要步骤组成。
1. 准备与NaViSet Administrator一同使用的Windows计算机和NEC显示设备。 参见
第二章:
准备设备
。
2. 添加Windows计算机、NEC显示器和NEC投影机至设备树。 参见
第三章:
映射网络。
3. 获取详细的设备信息,并以交互方式控制您的设备。 参见
第四章:
查询和控制设备。
4. 创建任务以便控制、查询和监控您的设备的状态。 参见
第五章:
创建和运行任务。
5. 创建您的设备资产和设置的详细报告。 参见
第六章:
创建和运行报告。

NaViSet Administrator 2 – 快速入门指南
CN – 9
2. 准备设备
NaViSet Administrator支持以下类型的网络设备:
• Windows计算机和所连接的显示器
• NEC大屏幕显示器
• NEC投影机
在您可以使用NaViSet Administrator之前,需要配置您网络上的NEC显示设备和Windows计算机。 根据您设备所连接的方式,
可能需要解决以下问题:
• 显示设备已使用正确类型控制线缆并且连接正确
• 所需的远程软件组件已在Windows计算机上安装和正确配置
• 外部通信设置已在大屏幕显示器和投影机上正确配置。
NaViSet Administrator被设计为可与涉及NEC设备的所有类型的网络配置一同使用。 以下章节包含用于台式机显示器、大屏幕
显示器和投影机的一些基本配置图。
2.1. NEC桌面显示器
要点:
•
DDC/CI WMI Provider
软件应安装在作为连接NEC桌面显示器的Windows计算机上。
DDC/CI WMI Provider实现与连接到计算机的显示器的双向通信。
• 计算机的显卡应支持DDC/CI。
• 视频连接用于数据通信,因此显示器上不需要网络连接设置。
参见用户指南中的第四章,“
Configuring Devices: Desktop display(s) connected to a Windows
Computer
”
VGA/DisplayPort/DVI Connections
NaViSet Administ rator
N
E
T
W
O
R
K
DDC/CI WMI Provider
(optional)
VGA Display
Port DVI

NaViSet Administrator 2 – 快速入门指南
CN – 10
2.2. NEC大屏幕显示器
要点:
• 取决于机型,额外的显示器可通过RS232或局域网从连接至局域网的显示器处进行菊花链连接。
• RS232电缆必须为交叉线缆。
• 第一显示器的
LAN Settings
必须使用有效的
IP Settings
进行正确配置。
• 对于通过RS232进行菊花链连接的显示器,第一显示器的
External Control
设置必须设为
LAN,
并且任何额外的菊花链连接的
显示器必须设为
RS232
。
• 对于通过RS232进行菊花链连接的显示器,
Monitor ID
必须为唯一并且连续(1、2、3、)。
注:
对于局域网设置、外部控制设置和监控器 ID 的更改在每台显示器的屏幕菜单中进行。 更多信息请参阅您的显示器
的用户手册。
参见用户指南中的第四章,“
Configuring Devices: NEC large-
screen display(s) using direct LAN
connection"
以及 "NEC large-screen display(s) with LAN hub using direct LAN connection“
额外的大屏幕配置类型
NaViSet Administrator 也可以与Windows计算机通过RS232连接的NEC大屏幕显示器进行通信。
通过在计算机上安装
LAN to RS232 Bridge
软件可以进行此操作,该软件可以使NaViSet Administrator通过使用该计算机的IP地
址与显示器进行通信。
通过RS232与连接至Windows计算机的NEC大屏幕显示器进行通信的另一种方法,是使用
RS232 WMI Provider方式
。
NaViSet Administ rator
N
E
T
W
O
R
K
LAN1 RS-232C OUT RS-232C IN RS-232C OUT
LAN2 LAN1 LAN2
OR

NaViSet Administrator 2 – 快速入门指南
CN – 11
使用 LAN to RS232 Bridge 或 RS232 WMI Provider 的配置方法在用户指南的第四章中有详细解释。
• 使用LAN to RS232 Bridge的NEC大屏幕显示器
• 使用LAN to RS232 Bridge的、带有局域网集线器的NEC大屏幕显示器
• 使用RS232 WMI Provider的NEC大屏幕显示器
• 带有计算机和双局域网连接的NEC大屏幕显示器
• 带有计算机和单局域网连接的NEC大屏幕显示器
参见用户指南中的
Appendix A
,“
Comparison of connection methods for NEC large-screen displays
”
2.3. NEC 投影机
要点:
• 网络设置必须在投影机的菜单中正确设置。
• 通信类型可能需要在投影机设置中专门设置为
LAN
。
参见用户指南中的第四章,“
Configuring Devices: NEC projector with direct LAN or wireless
connection
”
额外的投影机配置类型
NaViSet Administrator也可以与Windows计算机通过RS232连接的NEC投影机进行通信。 通过在计算机上安装
LAN to RS232
Bridge
软件可以进行此操作,该软件可以使NaViSet Administrator通过使用计算机的IP地址与投影机进行通信。
参见用户指南中的第四章,“
Configuring Devices: NEC projector connected via Windows
Computer to LAN
”
NaViSet Administ rator
N
E
T
W
O
R
K
LAN

NaViSet Administrator 2 – 快速入门指南
CN – 12
3. 映射网络
在NaViSet
Administrator
中创建一个网络包括添加
Windows
计算机和
NEC
显示设备至设备树,以及创建组群以便对这些设备进行组织。
以部门方式分组的设备示例
3.1. 创建组群
Groups
是以编组的方式管理设备树中的Windows计算机和NEC设备的一种方法。 组群基本上是包含一个或多个组群,计算机
或NEC设备的树的已命名“文件夹”。 您可以根据需要添加任意多个组群,并使用拖放重新排列它们。 您也可以在组群之间移
动计算机和设备。
组群使用常见的文件夹图标 显示在设备树中。
要添加一个新的组群:
1. 一个组群必须始终属于一个父组群。 右键单击新组群的父组群,并且在上下文菜单中选择
Add Group
,
或者
,选
择一个父组群并单击 。
2. 输入一个名称和可选说明,并且单击
OK
。

NaViSet Administrator 2 – 快速入门指南
CN – 13
参见用户指南中的第二章,“
User Interface Overview: Groups
”
3.2. 添加单一设备
使用
Add Single Device
对话框添加单一设备。 以下是用于一次一个添加NEC显示器、投影机和Windows计算机至设备树的
快速
入门
说明。
要添加一个直接连接至您的局域网的NEC大屏幕显示器:
1. 单击 ,
或者
,右键单击设备树中的一个组群并且选择
Add Single Device
。
2. 选择设备类型
NEC large-screen display connected to LAN。
3. 输入显示器的
IP Address
。
4. 在
Monitor ID
的文本框中单击并输入显示器的监控ID。 如果您不知道监控ID,请将其选为
Auto-Detect
。
5. 点击
Test
。
6. 根据需要重复步骤3至5,直至
Connection OK!
信息出现,然后点击
OK
。 大屏幕显示器将被添加至设备树,并且查询
将被启动以读取基本显示信息。

NaViSet Administrator 2 – 快速入门指南
CN – 14
要在您的局域网中添加一台连接至Windows计算机的NEC台式机显示器:
注:
DDC/CI WMI Provider 软件应在使用该程序前安装在计算机上。
1. 单击 ,
或者
,右键单击设备树中的一个组群并且选择
Add Single Device
。
2. 选择设备类型
Windows computer on LAN (WMI)。
3. 输入计算机的IP地址或主机名。 如果您不知道,请单击
Browse。
4. 如果您想使用不同的证书连接至计算机,请选择
Use Library Credential
以使用预定义的证书。 否则请选择
Device-specific Credential
并且单击
Edit
以创建一个新的证书。 更多信息请参见
Credential Library
。
5. 点击
Test
。
6. 根据需要重复步骤3至5,直至
Connection OK!
信息出现,然后点击
OK
。
注:
计算机和所有附加的显示器将被同时添加至设备树。

NaViSet Administrator 2 – 快速入门指南
CN – 15
要添加一个直接连接至您的局域网的NEC投影机:
1. 单击 ,
或者
,右键单击设备树中的一个组群并且选择
Add Single Device
。
2. 选择设备类型
NEC Projector connected to LAN。
3. 输入投影机的
IP Address
。
4. 点击
Test
。
5. 根据需要重复步骤3至4,直至
Connection OK!
信息出现,然后点击
OK
。
参见用户指南中的第三章,“
Devices: Adding Single Devices”
3.3. 添加NEC大屏幕显示器的菊花链
一个
菊花链主机
是连接至您的局域网的NEC显示器,该显示器上带有使用RS232或局域网与其进行连接的一个或多个其他大屏
幕显示器。 一旦添加至网络,NaViSet Administrator可以控制菊花链中所有的显示器。

NaViSet Administrator 2 – 快速入门指南
CN – 16
以下是用于添加菊花链主机的
快速入门
说明。
注:
尽管该程序可以用于使用
LAN
进行菊花链连接的显示器机型,但使用
Add Multiple Devices
对话框通过 IP 地址添
加这些机器可以进行更快速的通信,因此强烈推荐这种方法。
1. 单击 ,
或者
,右键单击一个组群并且选择
Add Single Device
。
2. 选择设备类型
NEC large-screen display connected to LAN
,并且选中
This is the first display
in a daisy chain
复选框。
3. 输入连接至局域网的显示器的
IP address
。
4. 选择菊花链中使用的最低的
Monitor ID
以及菊花链中的显示器总数。
5. 在
Monitor ID
的文本框中单击并输入显示器的监控ID。 如果您不知道监控ID,请将其选为
Auto-Detect
。
6. 点击
Test
。
7. 根据需要重复步骤3至6,直至
Connection OK!
信息出现,然后点击
OK
。 菊花链中的所有大屏幕显示器将被添加至设
备树。
参见用户指南中的第三章,“
Devices: Adding Single Devices”

NaViSet Administrator 2 – 快速入门指南
CN – 17
3.4. 添加多台设备
如果您需要添加大量的设备,使用添加多台设备的方法可以更简单快捷的将所有设备一次性添加到设备树中。通过
Add Multiple Devices
对话框完成。
注:
请勿使用该方法添加使用 RS232 进行菊花链连接的一组大屏幕显示器。 更多信息请参见
添加菊花链
。
多台设备可以通过几种不同方式进行添加:
• IP地址范围
• 从文本文件或电子表格导入
• 从另一个NaViSet Administrator数据库导入
• 网络枚举
• 活动目录(计算机专用)
以下是用于添加IP地址为192.168.1.10 至 192.168.1.20的多台大屏幕显示器的
快速入门
说明。
1. 单击 ,
或者
, 右键单击一个组群并且选择
Add Multiple Devices
。
2. 选择选项卡
NEC large-screen displays。

NaViSet Administrator 2 – 快速入门指南
CN – 18
3. 单击
IP Address Range
按钮,并且输入覆盖您想添加设备的范围的、最低和最高的IP地址。
4. 选择
Add to Table
,无需测试连接而将设备添加到表格。 选择
Locate+Add to Table
,在设备被添加到表格时测试各个
连接。
5. 复查结果列表,并且选中或清除第一列中的复选框以便包括或排除某些设备。
6. 选择
Existing Group
添加设备至已经存在的组群,
或者
,选择
New Group
并输入一个名称以创建一个新的组群。
7. 点击
Apply。
设备将被添加至设备树,并且查询将被启动以读取基本显示信息。
参见用户指南中的第三章,“
Devices: Adding Multiple Devices”
3.5. 证书库
连接至远程Windows计算机时,必须指定访问证书。 这些证书必须用于拥有足够访问权限管理计算机和访问WMI的用户。 证书
包括一个用户名和密码。
NaViSet Administrator 拥有
证书库
的功能用于管理证书,
并且使用于访问多台计算机的证书的存储和应用更简单。
要打开证书库,单击 ,
或者,
在
Devices
菜单中 选择
Credential Library
。
证书库对话框
参见用户指南中的第六章,"
Credential Library "

NaViSet Administrator 2 – 快速入门指南
CN – 19
4. 查询和控制设备
关于设备的信息以及它们当前的控制设置在
Device Properties Windows
中显示。 您也可以通过设备属性窗口交互式控制您的
NEC设备。
示例:设备属性窗口
要打开一个设备的
Device Properties
窗口,双击设备树中的设备,
或者,
右键单击设备并从上下文菜单中选择
Properties
。
注:
设备属性窗口默认显示在停靠窗口区域中。
一次可以打开任意数量的设备属性窗口,但是仅支持每台设备的一个窗口。
4.1. 查询设备
设备可以查询以获取它们的最新信息,并通过
Device Properties Window
将其储存在数据库中。
要更新设备信息:
1. 双击设备树中的设备,
或者,
右键单击设备并从上下文菜单中选择
Properties
。 一个新的设备属性窗口将会打开,
显示数据库中储存的最新设置。
2. 在
Info
选项卡中注意时间戳,并且如有必要,单击
Standard Update
更新数据库的基本设备信息和状态。 单击
Full Update
以包含当前所有的控制设置。

NaViSet Administrator 2 – 快速入门指南
CN – 20
注:
设备必须开启以便读取它的全部信息。
如果超过 24 小时,时间戳将会变为红色。
4.2. 控制设备
对一台设备的交互式控制通过其
Device Properties Window
完成。 常用控制被分为一系列的已标注类别,例如
Power
、
Video
和
Geometry
。 您也可以通过
Custom
选项卡访问设备支持的所有控制。
示例:更改常见控制设置
以下是用于锁定OSD功能,以防止使用显示器上的控制键进行调整的
快速入门
说明。
注:
在进行任何设置或控制调整以前,请确保设备完全开启。
1. 通过双击设备树中的设备打开设备的
Device Properties
窗口,
或者
右键单击设备并从上下文菜单中选择
Properties
。
2. 选择
OSD
选项卡。 当您点击选项卡时,当前设置从设备处实时获取。
3. 点击
Key Lock
控制中的
Lock
按钮。 命令被实时发送到设备。

NaViSet Administrator 2 – 快速入门指南
CN – 21
示例:更改非常见控制设置
并不是所有的控制都包含在设备属性窗口的选项卡中,因为NEC显示器中支持的控制数量众多。 然而,大部分控制都能通过
Custom
选项卡进行访问。
以下是用于将侧边灰度更改为接近黑色的
快速入门
说明。
注:
在进行任何设置或控制调整以前,请确保设备完全开启。
1. 打开设备的
Device Properties
窗口,并且选择
Custom
选项卡。
2. 在
Controls
列表中找到
Side Border Color
控制,并且单击。该控制将会被添加至
Settings
列表,并且它的当前值将会
被实时读取。
3. 点击并拖动滑块到所需的值,然后松开。 新的值将被实时发送至显示器。
4.
可选:
单击
Save List
以保存控制的当前列表,这样无论何时选择设备的自定义选项卡,它们都将被自动打开。

NaViSet Administrator 2 – 快速入门指南
CN – 22
5. 创建和运行任务
Tasks
是可以在一台或多台设备上进行查询或执行命令的操作。 任务可以安排在特定时间、或按照命令运行,并且还能按照特
定的时间段和时间间隔继续运行。
在NaViSet Administrator中有三种基本类型的任务可以执行:
•
命令任务:
在设备上更改设置或执行操作。 例如:打开显示器电源,选择一个特定的视频输入,或者选择电视调谐器的一
个特定信道。 命令任务也可以用来创建多个设置的预设配置,这些配置可以随后被发送至显示器并使配置更简单。
•
条件任务:
每隔一段时间从设备处读取一个或多个设置或参数,并且在一个或多个值超出指定范围或值,或者值有所改变时
发出警报。 例如,如果显示器内部温度超过一个指定的值,或者显示器报告诊断错误情况将会发出警报。
•
信息类任务:
每隔一段时间从设备处读取一个或多个设置或参数,并且实时显示读数。 可用的示例为监测显示器的内部温
度。
一个任务运行时,在完成以前,它将尝试在任务中选择的各个设备上执行指定操作。 对于条件与信息类型的任务,该任务可以
被设置为以一个特定的时间间隔轮询设备,
该间隔可以为无限期或每隔一特定运行时间。
对于所有类型的任务,每次操作的结果记录被储存在数据库中,并且可以在任务执行过程中进行查看,也可以留作以后复查。 任
务记录也可以通过剪贴板、Excel电子表格、或带分隔符的文本文件导出。
任务库
所有任务都可以通过
Task Library
进行管理。任务可以被创建、编辑、复制,并从任务库中删除。 任务的执行记录可以查看和导
出。
要打开任务库,单击 ,
或者,
在
Tasks
菜单中 选择
Task Library
。
任务库对话框

NaViSet Administrator 2 – 快速入门指南
CN – 23
任务管理器
Task Manager
窗口被分为3个部分,
Inactive Tasks
、
Active Tasks
,和
Alerts
。
任务管理器停靠窗口
Inactive Tasks
Inactive tasks 表显示未运行的、数据库中定义的任务。 当您创建新任务时,它们被添加至该表中。 多个任务操作可以从非活
动任务表中进行启动:
• 点击 打开
Task Properties
对话框以浏览或编辑任务。
• 点击 打开
Task History Viewer
窗口以查看之前运行任务的结果。
• 选中
Next Start Time
格中的复选框以便在定时和不定时之间切换启动选项。
• 点击 ,手动开始任务。
Active Tasks
Active tasks 表显示正在运行的、数据库中定义的任务。 手动或自动启动时,任务将从非活动任务表移至活动任务表。 完成或
终止后,任务将会移回到非活动任务表中。 多个任务操作可以从活动任务表中进行启动:
• 点击 打开
Task Viewer
窗口,并实时监控运行中的任务。
• 点击 停止任务。

NaViSet Administrator 2 – 快速入门指南
CN – 24
Alerts
Alerts 表显示条件任务中所产生的任何警报信息。 所有的警报信息被保存在数据库中,直到通过点击
Clear
按钮将它们从表中
移除。
注:
在当前会话期间生成的警报将显示为红色文本, 之前环节生成的警报将使用标准文本颜色。
参见用户指南中的第七章,“
Tasks”
5.1. 创建任务
可以通过
Tasks
菜单提供的
Task Builder Wizard
中的分步向导界面创建任务,或者通过点击任务生成器向导按钮进行创建。 该向
导提供了创建任务的各个步骤的指导说明。
通过选择
Tasks
菜单中的
New Task
,或者点击新任务按钮,或者从任务库中选择
New
,也可以创建任务。
参见用户指南中的第七章,“
Tasks: Creating Tasks”
命令任务
Command Tasks
用于更改您的NEC设备的设置。 以下是用于创建命令任务的
快速入门
说明。
1. 点击 ,
或者,
从
Tasks
菜单中选择
New Task
。
2. 在
Settings
选项卡中,为任务输入一个名称。 说明为可选。 务必选择
Command
任务类型。
3. 点击
Devices
选项卡,选中您想包括在本次任务中的所有设备旁边的复选框。
4. 点击
Commands
选项卡,对于您想要发送的各个命令:
• 在树形列表中找到控制并单击。控制将会被添加至
Commands
列表。
• 设置控制的值。
2 3 4 56 7 8 9

NaViSet Administrator 2 – 快速入门指南
CN – 25
5.
可选:
如果您想在设备中设置定时,点击
Display Schedule
选项卡。
6.
可选:
如果您想让该任务发送一个或多个IR远程命令,点击
IR Remote
选项卡。
7.
可选:
如果您想以电子邮件方式得到关于完成状态或运行期间收到的警告的通知,点击
Notifications
选项卡页。
8.
可选:
如果您想将任务计划为以周期性的间隔启动,点击
Schedule
选项卡页。
9.
可选:
点击
Summary
页查看所有任务设置,然后点击
OK
。
一旦任务被创建,它将被列在
Task Manager
中的
Inactive Tasks
表中。
参见用户指南中的第七章,“
Tasks: Creating a New Command Task”
条件任务
Conditional Tasks
用于每隔一段时间检查设备的设置或参数,并且在值超出指定范围或有所改变时发出警报。 以下是用于创建
条件任务的
快速入门
说明。
1. 点击 ,
或者,
从
Tasks
菜单中选择
New Task
。
2. 在
Settings
选项卡中,为任务输入一个名称。 说明为可选。
3. 选择
Conditional
任务类型,以及您希望多久查询一次设备。
4. 点击
Devices
选项卡,选中您想包括在本次任务中的所有设备旁边的复选框。
5. 点击
Conditions
选项卡,对于您想要检查的各个设置:
245 6 7 8

NaViSet Administrator 2 – 快速入门指南
CN – 26
• 在树形列表中找到设置并单击。控制将会被添加至
Conditions
列表。
• 调节控制以创建所需的条件表达。
6.
可选:
如果您想以电子邮件方式得到关于警报情况、完成状态、或运行期间收到的警告的通知,点击
Notifications
选项卡页。
7.
可选:
如果您想将任务计划为以周期性的间隔启动,点击
Schedule
选项卡页。
8.
可选:
点击
Summary
页查看所有任务设置,然后点击
OK
。
一旦任务被创建,它将被添加至
Task Manager
中的
Inactive Tasks
表中。
参见用户指南中的第七章,“
Tasks: Creating Conditional Tasks”
信息类任务
使用
Informational Tasks
每隔一段时间从设备处读取一个或多个设置或参数,并且实时显示读数。 以下是用于创建信息类任务
的
快速入门
说明。
1. 点击 ,
或者,
从
Tasks
菜单中选择
New Task
。
2. 在
Settings
选项卡中,为任务输入一个名称。 说明为可选。
3. 选择
Informational
任务类型,以及您希望多久查询一次设备。
4. 点击
Devices
选项卡,选中您想包括在本次任务中的所有设备旁边的复选框。
2 4 5 6 7 8

NaViSet Administrator 2 – 快速入门指南
CN – 27
5. 点击
Query Items
选项卡,对于您想要读取的各个设置,在树形列表中找到相关项目并点击。该项目将会被添加至
Query Items
列表中。
6.
可选:
如果您想以电子邮件方式得到关于完成状态或运行期间收到的警告的通知,点击
Notifications
选项卡页。
7.
可选:
如果您想将任务计划为以周期性的间隔启动,点击
Task Schedule
选项卡页。
8.
可选:
点击
Summary
页复查所有任务设置,然后点击
OK
。
一旦任务被创建,它将被添加至
Task Manager
中的
Inactive Tasks
表中。
参见用户指南中的第七章,“
Tasks: Creating Informational Tasks”s
电子邮件通知
Email Notifications
允许应用程序通过电子邮件将任务状态通知一个或多个个人。 例如,一名管理员可能想在涉及一百台设备的
较长任务完成后,或者运行期间检测到异常情况时得到通知。 所有的任务类型都允许您添加电子邮件通知。
以下是用于在创建任务期间添加警报电子邮件通知的
快速入门
说明。
1. 点击
Notifications
选项卡页,并且点击
Add a Notification
。
2. 点击
Notification Type
组合框,并且选择
Email Message
。

NaViSet Administrator 2 – 快速入门指南
CN – 28
3. 在
Notification Settings
对话框中,输入接收人的电子邮件地址。 您也可以输入一条将会添加至所有电子邮件信息末尾
的
Supplemental Message
。
4. 点击
OK
,关闭通知设置对话框。
5. 选中
Alert Conditions
复选框。
参见用户指南中的第七章,“
Tasks: Notifications Tab”
定时任务
Task Schedule Tab
用于设置任务如何以及何时开始。 任务可以设置为
On Demand
(手动开始)运行,或
Scheduled
以设定的
时间间隔运行。
Temporary
任务必须手动开始,并且仅在NaViSet Administrator当前打开的会话中存在。 所有任务类型支持定
时。
以下是用于计划隔周星期一早晨5:00开始的任务的
快速入门
说明。
1. 点击
Task Schedule
选项卡页,并且选择
Scheduled
开始选项。
2. 调节上述
Start Schedule
控制。
参见用户指南中的第七章,“
Tasks: Task Schedule Tab”

NaViSet Administrator 2 – 快速入门指南
CN – 29
5.2. 运行任务
在您
create
一个任务时,您实际上创建了一个被保存至数据库的任务
script
。随后必须
run
该任务,以便针对其预定目的执行操作。
任务可以
On Demand
开始,或者可以被
Scheduled
自动开始。
要
On Demand
开始一个任务:
1. 单击
Task Manager
中
Inactive Tasks
中任务的 按钮。
2.
可选:
点击
Active Tasks
表中的 打开
Task Viewer Window
,并且实时监控任务。
3.
可选:
点击
Active Tasks
表中的 停止任务。
5.3. 任务记录
在默认情况下,所有的任务历史在任务完成后都会被保存至数据库。 通过使用
Task History Viewer
,在未来的某个时间您可以查
看、导出、或者删除任务结果。
要打开任务记录查看器,点击
Task Manager
中
Inactive Tasks
表中的 。
任务记录查看器停靠窗口
多个操作可以从任务记录查看器中进行启动:
• 通过在
Show Task Ending On
下拉列表中选择完成日期和时间,选择任务结果的一个特定版本。
• 点击
Delete
按钮,从数据库中永久删除所选版本的任务结果。
• 点击
Export
按钮,将所选版本的任务结果输出至一个电子表格或文本文件。

NaViSet Administrator 2 – 快速入门指南
CN – 30
• 在
Task Data
表中选择一个特定的设备类型以排除所有其他设备。
• 点击
Enable Column Sorting
,并且点击任意一列以按列对表格排序。
参见用户指南中的第七章,“
Tasks: Task History”

NaViSet Administrator 2 – 快速入门指南
CN – 31
6. 创建和运行报告
Reports
是从一台或多台设备中收集所选设置值和信息并且创建结果报告的操作。
这些操作可以实时运行(意为在操作运行时查询设备),或使用各个设备当前数据库中所储存的信息运行。 如果数据库中时间
比给定时间段更早的数据也可以被指定,那么混合查询将只查询设备。 该选项可用于减少对于设备不必要的实时查询,因为查
询设备远远慢于查询数据库。
报告结果可以被保存至数据库,也可以保存至输出文件,例如Excel电子表格或带分隔符的文本文件等。 当保存至数据库时,使
用
Report History Viewer
可以在任何时间查看报告结果。 每次一份报告生成时,报告结果会被储存,并且每个结果都可以被选择,
从而提供了随时间变化的报告记录。
报告使用示例:
• 通过记录设备名称、机型,序列号和资产标签,对一个组织内部的计算机和显示器进行追踪记录。
• 追踪记录显示器已经运行的小时数、碳减排,或可以从一台设备上读取的任何其他参数或所支持的设置。
报告库
报告使用
Report Library
进行管理。报告可以被创建、编辑、复制,并从报告库中删除。 报告的执行记录可以查看和导出。
要打开报告库,单击 ,
or
在
Reports
菜单中选择
Report Library
。
报告库对话框

NaViSet Administrator 2 – 快速入门指南
CN – 32
报告管理器
报告管理器窗口分为两部分,
Active Reports
和
Inactive Reports
。
报告管理器停靠窗口
活动报告表
活动报告表显示正在运行的、数据库中定义的报告。 在启动时,报告将从非活动报告表中移动至活动报告表。 完成或终止后,
报告将会移回到非活动报告表中。 多个操作可以从活动报告表中进行启动:
• 点击 打开
ReportViewer
窗口,并实时监控运行中的报告。
• 点击 停止报告。
非活动报告表
非活动报告表显示未运行的、数据库中定义的报告。 当您创建新报告时,它们被添加至该表中。 多个操作可以从非活动报告表
中进行启动:
• 点击 打开
Report Properties
对话框以查看或编辑报告。
• 点击 打开
ReportHistory Viewer
窗口以查看之前运行报告的结果。
• 点击 运行报告。
参见用户指南中的第八章,“
Reports”

NaViSet Administrator 2 – 快速入门指南
CN – 33
6.1. 创建报告
以下是用于创建报告的
快速入门
说明。
1. 点击 ,
或者,
从
Reports
菜单中选择
New Report
。
2. 在
Settings
选项卡中:
• 为报告输入一个名称。 说明为可选。
• 选择一个报告类型。
Database Reports
仅使用数据库中的信息创建,而
Real-time Reports
在运行时查询所选设备。
• 选中
Query only if local device information is older than...
复选框,以便创建带有来自数据库,以及在给定时间段内
未进行过升级的设备的实时查询信息的报告。
3. 点击
Devices
选项卡,选中您想包括在报告中的所有设备旁边的复选框。
注:
在Windows 计算机上安装的显示设备,以及以菊花链连接的显示器未在设备选项卡中列出。 在运行报告时,这
些设备将会被检测到并自动添加。
4. 点击
Query Items
选项卡,对于报告的各列,在树形列表中找到相关项目并点击。该项目将会被添加至
Query Items
列表中。
注:
多个项目可被默认添加。 带红色背景的列表项目用于设备识别并且为强制。
5. 点击
Output
选项卡,并且选择输出类型。
6.
可选:
点击
Summary
页复查所有报告设置,然后点击
OK
。
一旦报告被创建,它将被添加至
Report Library
,以及
Report Manager
中的
Inactive Reports
表中。
参见用户指南中的第八章,“
Reports: Creating Reports”
2345 6

NaViSet Administrator 2 – 快速入门指南
CN – 34
6.2. 运行报告
在您
创建
一个报告时,您实际上创建了一个被保存至数据库的报告
script
。
您必须随后
运行
报告,以便创建报告电子表格或文本文件。
要运行一个报告:
1. 单击
Report Manager
中
Inactive Reports
表中报告的 按钮。
2.
可选:
点击
Active Reports
表中的 ,实时监控报告。
3.
可选:
点击
Active Reports
表中的 停止报告。
如果在报告创建时指定了输出文件,那么结果报告文件将会在完成后通过默认程序自动打开。
注:
使用
Preferences
中的
Open report files on completion
选项,将该选项开启或关闭。
6.3. 报告记录
在默认情况下,所有的报告历史在任务完成后都会被保存至数据库。 通过使用
Report History Viewer
,在未来的某个时间您可以
查看、导出、或者删除报告。
要打开报告记录查看器,点击
Report Manager
中
Inactive Reports
表中的 。
报告记录查看器停靠窗口

NaViSet Administrator 2 – 快速入门指南
CN – 35
多个操作可以从报告记录查看器中进行启动:
• 通过在
Show Report Ending On
下拉列表中选择完成日期和时间,选择报告的一个特定版本。
• 点击
Delete
按钮,从数据库中永久删除所选版本的报告。
• 点击
Export
按钮,将所选版本的报告输出至一个电子表格或文本文件。
• 在
Report Data
表中选择一个特定的设备类型以排除所有其他设备。
• 点击
Enable Column Sorting
,并且点击任意一列以按列对表格排序。
参见用户指南中的第八章,“
Reports: Report History”

Copyright © 2001-14 NEC Display Solutions, Ltd. All rights reserved.
USA and Canada: www.necdisplay.com/navisetadministrator
Europe: www.nec-display-solutions.com/naviset
Trademarks and Copyright
Microsoft, Windows, and Excel are either registered trademarks or trademarks of Microsoft Corporation in the
United States and/or other countries.
Adobe and Reader are either registered trademarks or trademarks of Adobe Systems Incorporated in the United
States and/or other countries.
This product includes software developed by the OpenSSL Project for use in the OpenSSL Toolkit. (http://
www.openssl.org/). Copyright © 1998-2011 The OpenSSL Project. All rights reserved.
Copyright © 2001-14 NEC Display Solutions, Ltd.
The content of this manual is furnished for informational use only, is subject to change without notice, and should
not be construed as a commitment by NEC Display Solutions. NEC Display Solutions assumes no responsibility
or liability for any errors or inaccuracies that may appear in this manual.
All rights reserved. Your rights of ownership are subject to the limitations and restrictions imposed by the copyright
laws as outlined below.
It is against the law to copy, reproduce or transmit, including without limitation electronic transmission over any
network, any part of the manual except as permitted by the Copyright Act of the United States, Title 17, United
States Code. Under the law, copying includes translation into another language or format.
The above is not an inclusive statement of the restrictions imposed on you under the Copyright Act.
For a complete statement of the restrictions imposed on you under the copyright laws of the United States of
America, see Title 17, United States Code.
Revision 140403
