Openoffice Org 3 Getting Started Guide With OpenOffice.org 3.3
OpenOffice - 3.3 - Getting Started OOo_3.3_qsg Free User Guide for OpenOffice Software, Manual
2015-07-27
: Openoffice-Org Openoffice-Org-Openoffice-3-3-Getting-Started-Guide-777748 openoffice-org-openoffice-3-3-getting-started-guide-777748 openoffice-org pdf
Open the PDF directly: View PDF
.
Page Count: 379 [warning: Documents this large are best viewed by clicking the View PDF Link!]
- Chapter 1
Introducing OpenOffice.org
- What is OpenOffice.org?
- The advantages of OpenOffice.org
- Minimum requirements
- How to get the software
- How to install the software
- Extensions and add-ons
- How to get help
- Starting OpenOffice.org
- Parts of the main window
- What are all these things called?
- Starting a new document
- Opening an existing document
- Saving a document
- Renaming and deleting files
- Using the Open and Save As dialogs
- Using the Navigator
- Undoing and redoing changes
- Closing a document
- Closing OpenOffice.org
- Using OpenOffice.org on a Mac
- Chapter 2 Setting up OpenOffice.org
- Chapter 3
Using Styles and Templates
- What is a template?
- What are styles?
- Applying styles
- Modifying styles
- Creating new (custom) styles
- Copying and moving styles
- Deleting styles
- Using a template to create a document
- Creating a template
- Editing a template
- Adding templates using the Extension Manager
- Setting a default template
- Associating a document with a different template
- Organizing templates
- Examples of style use
- Chapter 4
Getting Started with Writer
- What is Writer?
- The Writer interface
- Changing document views
- Moving quickly through a document
- Working with documents
- Working with text
- Selecting items that are not consecutive
- Selecting a vertical block of text
- Cutting, copying, and pasting text
- Finding and replacing text and formatting
- Inserting special characters
- Inserting dashes and non-breaking spaces and hyphens
- Setting tab stops and indents
- Changing the default tab stop interval
- Checking spelling and grammar
- Using built-in language tools
- Using AutoCorrect
- Using word completion
- Using AutoText
- Formatting text
- Formatting pages
- Adding comments to a document
- Creating a table of contents
- Creating indexes and bibliographies
- Working with graphics
- Printing
- Using mail merge
- Tracking changes to a document
- Using fields
- Linking to another part of a document
- Using master documents
- Creating fill-in forms
- Chapter 5
Getting Started with Calc
- What is Calc?
- Spreadsheets, sheets and cells
- Parts of the main Calc window
- Opening and saving CSV files
- Navigating within spreadsheets
- Selecting items in a sheet or spreadsheet
- Working with columns and rows
- Working with sheets
- Viewing Calc
- Entering data using the keyboard
- Speeding up data entry
- Sharing content between sheets
- Validating cell contents
- Editing data
- Formatting data
- Autoformatting cells and sheets
- Formatting spreadsheets using themes
- Using conditional formatting
- Hiding and showing data
- Sorting records
- Printing
- Chapter 6
Getting Started with Impress
- What is Impress?
- Starting Impress
- Parts of the main Impress window
- Workspace views
- Creating a new presentation
- Formatting a presentation
- Adding and formatting text
- Adding pictures, tables, charts and media
- Working with slide masters and styles
- Adding comments to a presentation
- Setting up the slide show
- Running the slide show
- Chapter 7
Getting Started with Draw
- What is Draw?
- The Draw workspace
- Choosing and defining colors
- Positioning objects with snap functions
- Positioning objects with guiding lines
- The basic drawing shapes
- Drawing geometric shapes
- Selection modes
- Selecting objects
- Moving and dynamically adjusting an object’s size
- Editing objects
- Using styles
- Special effects
- Combining multiple objects
- Aids for positioning objects
- Inserting and editing pictures
- Working with 3D objects
- Exporting graphics
- Adding comments to a drawing
- Chapter 8 Getting Started with Base
- Chapter 9 Getting Started with Math
- Chapter 10
Printing, Exporting, and E‑mailing
- Introduction
- Quick printing
- Controlling printing
- Selecting general printing options
- Printing multiple pages on a single sheet of paper
- Selecting pages/sheets/slides to print
- Printing handouts, notes, or outlines in Impress
- Printing a brochure
- Printing envelopes, labels, business cards
- Printing in black and white (on a color printer)
- Previewing pages/sheets before printing
- Exporting to PDF
- Exporting to other formats
- E-mailing documents
- Digital signing of documents
- Removing personal data
- Chapter 11 Graphics, the Gallery, and Fontwork
- Chapter 12 Creating Web Pages
- Chapter 13 Getting Started with Macros
- Chapter 14 Customizing OpenOffice.org
- Appendix A Keyboard Shortcuts
- Appendix B Open Source, Open Standards, OpenDocument
- Index

Getting Started
with
OpenOffice.org 3.3

Copyright
This document is Copyright © 2005–2010 by its contributors as listed below. You may
distribute it and/or modify it under the terms of either the GNU General Public
License (http://www.gnu.org/licenses/gpl.html), version 3 or later, or the Creative
Commons Attribution License (http://creativecommons.org/licenses/by/3.0/), version
3.0 or later.
Contributors
Jean Hollis Weber Michele Zarri
Magnus Adielsson Thomas Astleitner
Richard Barnes Agnes Belzunce
Chris Bonde Nicole Cairns
Daniel Carrera JiHui Choi
Richard Detwiler Alexander Noël Dunne
Laurent Duperval Spencer E. Harpe
Regina Henschel Peter Hillier-Brook
Richard Holt John Kane
Rachel Kartch Stefan A. Keel
Jared Kobos Michael Kotsarinis
Peter Kupfer Ian Laurenson
Dan Lewis Alan Madden
Michel Pinquier Andrew Pitonyak
Carol Roberts Iain Roberts
Hazel Russman Gary Schnabl
Robert Scott Joe Sellman
Janet Swisher Jim Taylor
Alex Thurgood Barbara M. Tobias
Claire Wood Linda Worthington
Feedback
Please direct any comments or suggestions about this document to:
authors@documentation.openoffice.org
Publication date and software version
Published 30 November 2010. Based on OpenOffice.org 3.3.
You can download
an editable version of this document from
http://oooauthors.org/english/userguide3/published/

Contents
Chapter 1
Introducing OpenOffice.org.........................................................................................9
What is OpenOffice.org?..........................................................................................10
The advantages of OpenOffice.org...........................................................................11
Minimum requirements........................................................................................... 12
How to get the software...........................................................................................12
How to install the software......................................................................................13
Extensions and add-ons...........................................................................................13
How to get help........................................................................................................ 13
Starting OpenOffice.org........................................................................................... 14
Parts of the main window.........................................................................................17
What are all these things called?.............................................................................22
Starting a new document.........................................................................................23
Opening an existing document................................................................................23
Saving a document................................................................................................... 24
Renaming and deleting files....................................................................................25
Using the Open and Save As dialogs.......................................................................25
Using the Navigator.................................................................................................27
Undoing and redoing changes.................................................................................28
Closing a document..................................................................................................29
Closing OpenOffice.org............................................................................................30
Using OpenOffice.org on a Mac...............................................................................30
Chapter 2
Setting up OpenOffice.org.........................................................................................31
Choosing options for all of OOo...............................................................................32
Choosing options for loading and saving documents...............................................46
Choosing language settings.....................................................................................51
Choosing Internet options........................................................................................53
Controlling OOo’s AutoCorrect functions................................................................54
Chapter 3
Using Styles and Templates.......................................................................................55
What is a template?................................................................................................. 56
What are styles?....................................................................................................... 56
Applying styles......................................................................................................... 57
Modifying styles....................................................................................................... 59
Creating new (custom) styles...................................................................................61
Copying and moving styles......................................................................................62
Deleting styles......................................................................................................... 64
Using a template to create a document...................................................................65
Creating a template................................................................................................. 66
Editing a template.................................................................................................... 68
Adding templates using the Extension Manager.....................................................69
Getting Started with OpenOffice.org 3.3 3

Setting a default template.......................................................................................70
Associating a document with a different template..................................................71
Organizing templates............................................................................................... 72
Examples of style use...............................................................................................73
Chapter 4
Getting Started with Writer.......................................................................................76
What is Writer?........................................................................................................77
The Writer interface.................................................................................................77
Changing document views.......................................................................................79
Moving quickly through a document.......................................................................80
Working with documents......................................................................................... 81
Working with text..................................................................................................... 82
Formatting text........................................................................................................ 90
Formatting pages.....................................................................................................94
Adding comments to a document.............................................................................98
Creating a table of contents..................................................................................... 99
Creating indexes and bibliographies.....................................................................100
Working with graphics...........................................................................................100
Printing.................................................................................................................. 100
Using mail merge...................................................................................................100
Tracking changes to a document...........................................................................101
Using fields............................................................................................................ 101
Linking to another part of a document..................................................................101
Using master documents.......................................................................................104
Creating fill-in forms..............................................................................................104
Chapter 5
Getting Started with Calc........................................................................................ 105
What is Calc?......................................................................................................... 106
Spreadsheets, sheets and cells..............................................................................106
Parts of the main Calc window..............................................................................107
Opening and saving CSV files................................................................................109
Navigating within spreadsheets............................................................................111
Selecting items in a sheet or spreadsheet.............................................................115
Working with columns and rows............................................................................117
Working with sheets...............................................................................................118
Viewing Calc.......................................................................................................... 120
Entering data using the keyboard.........................................................................123
Speeding up data entry.......................................................................................... 124
Sharing content between sheets............................................................................127
Validating cell contents..........................................................................................127
Editing data............................................................................................................ 128
Formatting data..................................................................................................... 129
Autoformatting cells and sheets............................................................................133
Formatting spreadsheets using themes.................................................................134
4 Getting Started with OpenOffice.org 3.3

Using conditional formatting.................................................................................134
Hiding and showing data.......................................................................................134
Sorting records...................................................................................................... 136
Printing.................................................................................................................. 137
Chapter 6
Getting Started with Impress...................................................................................144
What is Impress?.................................................................................................... 145
Starting Impress.................................................................................................... 145
Parts of the main Impress window.........................................................................145
Workspace views.................................................................................................... 149
Creating a new presentation..................................................................................153
Formatting a presentation.....................................................................................156
Adding and formatting text....................................................................................159
Adding pictures, tables, charts and media............................................................163
Working with slide masters and styles...................................................................166
Adding comments to a presentation......................................................................171
Setting up the slide show.......................................................................................172
Running the slide show.......................................................................................... 173
Chapter 7
Getting Started with Draw.......................................................................................174
What is Draw?........................................................................................................ 175
The Draw workspace.............................................................................................175
Choosing and defining colors.................................................................................178
Positioning objects with snap functions.................................................................179
Positioning objects with guiding lines...................................................................181
The basic drawing shapes......................................................................................182
Drawing geometric shapes....................................................................................187
Selection modes..................................................................................................... 189
Selecting objects....................................................................................................190
Moving and dynamically adjusting an object’s size...............................................191
Editing objects....................................................................................................... 193
Using styles............................................................................................................ 195
Special effects........................................................................................................ 195
Combining multiple objects...................................................................................198
Aids for positioning objects....................................................................................199
Inserting and editing pictures...............................................................................199
Working with 3D objects........................................................................................199
Exporting graphics................................................................................................. 199
Adding comments to a drawing.............................................................................200
Chapter 8
Getting Started with Base.........................................................................................201
Introduction........................................................................................................... 202
Planning a database............................................................................................... 203
Creating a new database.......................................................................................204
Getting Started with OpenOffice.org 3.3 5

Creating database tables.......................................................................................205
Defining relationships............................................................................................ 213
Creating a database form......................................................................................215
Accessing other data sources................................................................................229
Using data sources in OpenOffice.org...................................................................231
Entering data in a form..........................................................................................235
Creating queries.................................................................................................... 237
Creating reports..................................................................................................... 245
Chapter 9
Getting Started with Math.......................................................................................253
What is Math?........................................................................................................ 254
Entering a formula................................................................................................. 255
Customizations....................................................................................................... 260
Formula layout....................................................................................................... 262
Numbering equations............................................................................................ 265
Chapter 10
Printing, Exporting, and E-mailing..........................................................................267
Introduction........................................................................................................... 268
Quick printing........................................................................................................ 268
Controlling printing............................................................................................... 268
Exporting to PDF................................................................................................... 277
Exporting to other formats....................................................................................284
E-mailing documents.............................................................................................284
Digital signing of documents.................................................................................287
Removing personal data........................................................................................288
Chapter 11
Graphics, the Gallery, and Fontwork........................................................................289
Introduction........................................................................................................... 290
Adding images to a document................................................................................290
Modifying and positioning graphics.......................................................................294
Managing the OpenOffice.org Gallery...................................................................294
Creating an image map..........................................................................................297
Using OOo’s drawing tools....................................................................................298
Using Fontwork......................................................................................................301
Chapter 12
Creating Web Pages.................................................................................................307
Introduction........................................................................................................... 308
Relative and absolute hyperlinks...........................................................................308
Creating hyperlinks............................................................................................... 309
Saving Writer documents as web pages................................................................312
Creating web pages using a Wizard.......................................................................313
Saving Calc spreadsheets as web pages................................................................317
Saving Impress presentations as web pages.........................................................317
Saving Draw documents as web pages..................................................................321
6 Getting Started with OpenOffice.org 3.3

Chapter 13
Getting Started with Macros...................................................................................322
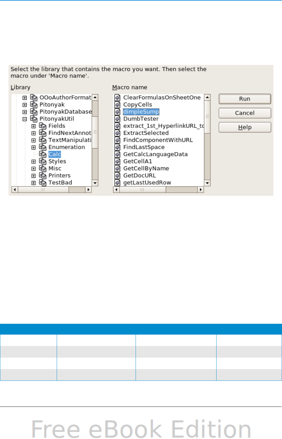
Your first macros.................................................................................................... 323
Creating a macro................................................................................................... 328
Sometimes the macro recorder fails......................................................................332
Macro organization................................................................................................333
How to run a macro............................................................................................... 338
Extensions.............................................................................................................. 342
Writing macros without the recorder....................................................................342
Finding more information......................................................................................343
Chapter 14
Customizing OpenOffice.org.................................................................................... 345
Introduction........................................................................................................... 346
Customizing menu content....................................................................................346
Customizing toolbars.............................................................................................349
Assigning shortcut keys......................................................................................... 353
Assigning macros to events...................................................................................355
Adding functionality with extensions.....................................................................355
Appendix A
Keyboard Shortcuts..................................................................................................358
Introduction........................................................................................................... 359
General keyboard shortcuts...................................................................................360
Defining keyboard shortcuts..................................................................................362
Further reading......................................................................................................362
Appendix B
Open Source, Open Standards, OpenDocument.....................................................363
Introduction........................................................................................................... 364
A short history of OpenOffice.org..........................................................................364
The OpenOffice.org community.............................................................................364
How is OpenOffice.org licensed?...........................................................................364
What is “open source”?..........................................................................................365
What are “open standards”?..................................................................................365
What is OpenDocument?........................................................................................365
Frequently asked questions...................................................................................366
File formats OOo can open....................................................................................367
File formats OOo can save to.................................................................................369
Exporting to other formats....................................................................................370
Index.......................................................................................................................... 371
Getting Started with OpenOffice.org 3.3 7

8

Chapter 1
Introducing
OpenOffice.org
9

What is OpenOffice.org?
OpenOffice.org (OOo) is both a software product and a community of volunteers who
produce and support the software.
Note
Because someone else owns the trademark OpenOffice, the correct
name for both the open-source project and its software is
OpenOffice.org.
The OpenOffice.org software is a freely available, full-featured office productivity
suite. If you have used previous versions of OpenOffice.org, you might want to look
over the new features lists at http://www.openoffice.org/dev_docs/features/3.0/,
http://www.openoffice.org/dev_docs/features/3.1/,
http://www.openoffice.org/dev_docs/features/3.2/, and
http://www.openoffice.org/dev_docs/features/3.3/.
OOo’s native file format is OpenDocument, an open standard format that is being
adopted by governments worldwide as a required file format for publishing and
accepting documents. OOo can also open and save documents in many other formats,
including those used by several versions of Microsoft Office.
OOo includes the following components.
Writer (word processor)
Writer is a feature-rich tool for creating letters, books, reports, newsletters,
brochures, and other documents. You can insert graphics and objects from other
components into Writer documents. Writer can export files to HTML, XHTML, XML,
Adobe’s Portable Document Format (PDF), and several versions of Microsoft Word
files. It also connects to your email client.
Calc (spreadsheet)
Calc has all of the advanced analysis, charting, and decision-making features
expected from a high-end spreadsheet. It includes over 300 functions for financial,
statistical, and mathematical operations, among others. The Scenario Manager
provides “what if” analysis. Calc generates 2-D and 3-D charts, which can be
integrated into other OOo documents. You can also open and work with Microsoft
Excel workbooks and save them in Excel format. Calc can export spreadsheets to
Adobe’s PDF and to HTML.
Impress (presentations)
Impress provides all the common multimedia presentation tools, such as special
effects, animation, and drawing tools. It is integrated with the advanced graphics
capabilities of OOo’s Draw and Math components. Slide shows can be further
enhanced with Fontwork’s special effects text, as well as sound and video clips.
Impress is compatible with Microsoft’s PowerPoint file format and can also save your
work in numerous graphics formats, including Macromedia Flash (SWF).
Draw (vector graphics)
Draw is a vector drawing tool that can produce everything from simple diagrams or
flowcharts to 3-D artwork. Its Smart Connectors feature allows you to define your
10 Getting Started with OpenOffice.org 3.3

own connection points. You can use Draw to create drawings for use in any of OOo’s
other components, and you can create your own clip art and add it to the Gallery.
Draw can import graphics from many common formats and save them in over 20
formats, including PNG, HTML, PDF, and Flash.
Base (database)
Base provides tools for day-to-day database work within a simple interface. It can
create and edit forms, reports, queries, tables, views, and relations, so that managing
a connected database is much the same as in other popular database applications.
Base provides many new features, such as the ability to analyze and edit relationships
from a diagram view. Base incorporates HSQLDB as its default relational database
engine. It can also use dBASE, Microsoft Access, MySQL, or Oracle, or any ODBC-
compliant or JDBC-compliant database. Base also provides support for a subset of
ANSI-92 SQL.
Math (formula editor)
Math is OOo’s formula or equation editor. You can use it to create complex equations
that include symbols or characters not available in standard font sets. While it is most
commonly used to create formulas in other documents, such as Writer and Impress
files, Math can also work as a standalone tool. You can save formulas in the standard
Mathematical Markup Language (MathML) format for inclusion in web pages and
other documents not created by OOo.
The advantages of OpenOffice.org
Here are some of the advantages of OpenOffice.org over other office suites:
•No licensing fees. OOo is free for anyone to use and distribute at no cost.
Many features that are available as extra cost add-ins in other office suites
(like PDF export) are free with OOo. There are no hidden charges now or in the
future.
•Open source. You can distribute, copy, and modify the software as much as
you wish, in accordance with either of OOo’s Open Source licenses.
•Cross-platform. OOo3 runs on several hardware architectures and under
multiple operating systems, such as Microsoft Windows, Mac OS X, Linux, and
Solaris.
•Extensive language support. OOo’s user interface is available in over 40
languages, and the OOo project provides spelling, hyphenation, and thesaurus
dictionaries in over 70 languages and dialects. OOo also provides support for
both Complex Text Layout (CTL) and Right to Left (RTL) layout languages
(such as Urdu, Hebrew, and Arabic).
•Consistent user interface. All the components have a similar “look and feel,”
making them easy to use and master.
•Integration. The components of OpenOffice.org are well integrated with one
another.
–All the components share a common spelling checker and other tools,
which are used consistently across the suite. For example, the drawing
tools available in Writer are also found in Calc, with similar but enhanced
versions in Impress and Draw.
Chapter 1 Introducing OpenOffice.org 11

–You do not need to know which application was used to create a particular
file. For example, you can open a Draw file from Writer.
•Granularity. Usually, if you change an option, it affects all components.
However, OOo options can be set at a component level or even document level.
•File compatibility. In addition to its native OpenDocument formats, OOo
includes PDF and Flash export capabilities, as well as support for opening and
saving files in many common formats including Microsoft Office, HTML, XML,
WordPerfect, and Lotus 1-2-3 formats. New in OOo3 (using an extension): the
ability to import and edit some PDF files.
•No vendor lock-in. OOo3 uses OpenDocument, an XML (eXtensible Markup
Language) file format developed as an industry standard by OASIS
(Organization for the Advancement of Structured Information Standards).
These files can easily be unzipped and read by any text editor, and their
framework is open and published.
•You have a voice. Enhancements, software fixes, and release dates are
community-driven. You can join the community and affect the course of the
product you use.
You can read more about OpenOffice.org, its mission, history, licensing, and other
organizational information on the OpenOffice.org website,
http://www.openoffice.org/.
Minimum requirements
OpenOffice.org 3.x requires one of the following operating systems:
•Microsoft Windows 2000 (Service Pack 2 or higher), XP, Vista, or 7
•GNU/Linux Kernel version 2.4 and glibc 2.3.2 or higher (starting with OOo 3.3
glibc2 version 2.5 or higher is required)
•Mac OS X 10.4 (Tiger) or higher
•Solaris 10 OS or higher
Some OpenOffice.org features (wizards and the HSQLDB database engine) require
that the Java Runtime Environment (JRE) 1.5.x or higher be installed on your
computer. Although OOo will work without Java support, some features will not be
available. You can download OOo for some operating systems with or without JRE
included. If you have a slow machine and do not often need the features requiring
JRE, you can try to disable it to speed up the loading of the program.
For a more detailed (and up-to-date) listing of requirements, see the OpenOffice.org
website, http://www.openoffice.org/dev_docs/source/sys_reqs_30.html.
How to get the software
Many new computers come with OpenOffice.org installed. In addition, most Linux
distributions, such as Ubuntu, include OpenOffice.org.
If you need to install it yourself, you can download the installation package from the
project’s home page or by using a Peer to Peer client such as BitTorrent. Instructions
for BitTorrent are here: http://distribution.openoffice.org/p2p/.
The installation package is approximately 150MB. People with slow Internet
connections may prefer to purchase a copy on a CD or DVD from a third-party
distributor. The project maintains a list of distributors, but the distributors are not
12 Getting Started with OpenOffice.org 3.3

connected with, nor endorsed by, OpenOffice.org.
http://distribution.openoffice.org/cdrom/sellers.html
How to install the software
Information on installing and setting up OpenOffice.org on the various supported
operating systems is given here:
http://download.openoffice.org/common/instructions.html.
You can also download the more detailed Installation Guide from
http://wiki.services.openoffice.org/wiki/Documentation.
Extensions and add-ons
Extensions and add-ons to enhance OpenOffice.org are collected in the official
extensions repository, http://extensions.services.openoffice.org/. Most are free, but
some are not. See Chapter 14 (Customizing OpenOffice.org) for more information.
How to get help
This book, the other OOo user guides, the built-in Help system, and user support
systems assume that you are familiar with your computer and basic functions such as
starting a program, opening and saving files.
Help system
OOo comes with an extensive Help system. This is your first line of support for using
OOo.
To display the full Help system, press F1 or select OpenOffice.org Help from the
Help menu. In addition, you can choose whether to activate Tips, Extended tips, and
the Help Agent (using Tools > Options > OpenOffice.org > General).
If Tips are enabled, place the mouse pointer over any of the icons to see a small box
(“tooltip”) with a brief explanation of the icon’s function. For a more detailed
explanation, select Help > What's This? and hold the pointer over the icon.
Free online support
The OpenOffice.org community not only develops software, but provides free,
volunteer-based support. Users of OOo can get comprehensive online support from
community venues such as newsgroups, forums, or mailing lists. There are also
numerous websites run by users that offer free tips and tutorials.
Free OpenOffice.org support
Users Mailing List
Free community support provided by a network of hundreds of
experienced users. You must be subscribed to post messages.
To subscribe, send a blank email to
users-subscribe@openoffice.org
List archives are here:
http://www.openoffice.org/servlets/ SummarizeList?
listName=users
Chapter 1 Introducing OpenOffice.org 13

Free OpenOffice.org support
Documentation
Project
Templates, user guides, how-tos, and other documentation.
http://documentation.openoffice.org/
See also the Documentation wiki,
http://wiki.services.openoffice.org/wiki/Documentation
Native Language
Project
Information, resources, and mail lists in your language.
http://projects.openoffice.org/native-lang.html
Mac Support Support for installing and using OOo on Mac OS X.
http://porting.openoffice.org/mac/index.html
OpenOffice.org
Community Forum
Extensive discussion forum for OpenOffice.org issues from
setup to advanced programming features.
http://user.services.openoffice.org/en/forum/
OpenOffice.org
Macro Information
Andrew Pitonyak, the author of OpenOffice.org Macros
Explained, maintains this site, which provides extensive
documentation on OOo’s macro capability. Many good referral
links are also provided: http://www.pitonyak.org/oo.php
Read more about the support options for OOo at
http://support.openoffice.org/index.html
Paid support and training
Alternatively, you can pay for support services. Service contracts can be purchased
from a vendor or consulting firm specializing in OpenOffice.org.
A list of independent consultants and the services they offer, listed alphabetically by
region and then by country, is provided on the OpenOffice.org website,
http://bizdev.openoffice.org/consultants.html.
Starting OpenOffice.org
The most common way to launch any component of OOo is by using the system menu,
the standard menu from which most applications are started. On Windows, it is called
the Start menu. On GNOME, it is called the Applications menu. On KDE it is
identified by the KDE logo. On Mac OS X, it is the Applications menu.
When OOo was installed on your computer, in most cases a menu entry for each
component was added to your system menu. (If you are using a Mac, see note below.)
The exact name and location of these menu entries depend on the operating system
and graphical user interface.
Note for Mac users
You should see the OpenOffice.org icon in the Applications folder. When you double-
click this icon, OpenOffice.org opens at the Start Center (Figure 10).
Starting from an existing document
You can start OOo by double-clicking the filename of an OOo document in a file
manager such as Windows Explorer. The appropriate component of OOo will start and
the document will be loaded.
14 Getting Started with OpenOffice.org 3.3

Note for Windows users
If you have associated Microsoft Office file types with OOo, then when you double-
click on a *.doc (Word) file, it opens in Writer; *.xls (Excel) files open in Calc, and
*.ppt (PowerPoint) files open in Impress.
If you did not associate the file types, then when you double-click on a Microsoft
Word document, it opens in Microsoft Word (if Word is installed on your computer),
Excel files open in Excel, and PowerPoint files open in PowerPoint.
You can use another method to open Microsoft Office files in OOo and save in those
formats from OOo. See “Opening an existing document” on page 23 for more
information.
Using the Quickstarter under Windows
The Quickstarter is an icon that is placed in the Windows system tray during system
startup. It indicates that OpenOffice.org has been loaded and is ready to use. (The
Quickstarter loads library *.DLL files required by OOo, thus shortening the startup
time for OOo components by about half.) If the Quickstarter is disabled, see
“Reactivating the Quickstarter” if you want to enable it.
Using the Quickstarter icon
Right-click the Quickstarter icon in the system tray to open a pop-up menu (Figure
1) from which you can open a new document, open the Templates and Documents
dialog, or choose an existing document to open. You can also double-click the
Quickstarter icon to display the Templates and Documents dialog.
Figure 1: Quickstarter pop-up menu
Chapter 1 Introducing OpenOffice.org 15

Disabling the Quickstarter
To close the Quickstarter, right-click on the icon in the system tray, and then click
Exit Quickstarter on the pop-up menu. The next time the computer is restarted, the
Quickstarter will be loaded again.
To prevent OpenOffice.org from loading during system startup, deselect the Load
OpenOffice.org during system start-up item on the pop-up menu. You might want
to do this if your computer has insufficient memory, for example.
Reactivating the Quickstarter
If the Quickstarter has been disabled, you can reactivate it by selecting the Load
OpenOffice.org during system start-up checkbox in Tools > Options >
OpenOffice.org > Memory.
Using the Quickstarter in Linux
Some installations of OpenOffice.org under Linux have a Quickstarter that looks and
acts like the one described above for Windows (the checkbox on the Memory page is
labeled Enable systray quickstarter).
Preloading OOo under Linux/KDE
In Linux/KDE, you can use KDocker to have OOo loaded and ready for use at startup.
KDocker is not part of OOo; it is a generic “systray app docker” that is helpful if you
open OOo often.
Starting from the command line
You may want to start OOo from the command line (using the keyboard instead of the
mouse). By using the command line, you have more control over what happens when
OOo is started. For example, using the command line, you can tell Writer to load a
document and print it immediately, or to start without showing the splash screen.
Note Most users will never need to do this.
There is more than one way to start OOo from the command line, depending on
whether you have installed a customized version or the standard download from the
OOo website.
If you installed using the download on the OOo website, you can start Writer by
typing at the command line:
soffice -writer / ooffice -writer
or
owriter
Writer will start and create a new document. Likewise, you can start other OOo
components from the command line; in Windows:
16 Getting Started with OpenOffice.org 3.3

Type of document Component Command-line option
Text Writer -writer
Spreadsheet Calc -calc
Drawing Draw -draw
Presentation Impress -impress
Formula Math -math
Database Base -base
Web page Writer -web
To see a list of options you can use when starting Writer at the command line in
Windows, type:
soffice -?
Below is a list of some of the more popular options.
Option Description
-help Get a complete list of options.
-nologo Do not show the startup screen.
-show <odp-file> Start presentation immediately.
-view <documents ...> Open documents in viewer (read-only) mode.
-minimized Start OOo minimized.
-norestore Suppress restart/restore after fatal errors.
-invisible No startup screen, no default document, and no UI.
This is useful for third-party applications that use
functionality provided by OOo.
If you have a customized version of OOo (such as the one provided by Linux
Mandrake, Gentoo, Debian and Ubuntu), you can start Writer by typing at the
command line: oowriter
Although the command syntax differs, the effect is identical: it starts OOo with an
empty Writer document.
Parts of the main window
The main window is similar in each component of OOo, although some details vary.
See the chapters in this book about Writer, Calc, Draw, and Impress for descriptions
of those details.
Common features include the menu bar, the standard toolbar, and the formatting
toolbar at the top of the window and the status bar at the bottom.
Menu bar
The Menu bar is located across the top of the OOo window, just below the Title bar.
When you choose one of the menus listed below, a submenu drops down to show
commands.
Chapter 1 Introducing OpenOffice.org 17

•File contains commands that apply to the entire document such as Open, Save,
and Export as PDF.
•Edit contains commands for editing the document such as Undo: xxx (where
xxx is the command to undo) and Find & Replace. It also contains commands
to cut, copy, and paste selected parts of your document.
•View contains commands for controlling the display of the document such as
Zoom and Web Layout.
•Insert contains commands for inserting elements into your document such as
Header, Footer, and Picture.
•Format contains commands, such as Styles and Formatting and AutoCorrect,
for formatting the layout of your document.
•Table shows all commands to insert and edit a table in a text document.
•Tools contains functions such as Spelling and Grammar, Customize, and
Options.
•Window contains commands for the display window.
•Help contains links to the OpenOffice.org Help file, What’s This?, and
information about the program. See “How to get help“ on page 13.
Toolbars
OOo has several types of toolbars: docked, floating, and tear-off. Docked toolbars can
be moved to different locations or made to float, and floating toolbars can be docked.
The top docked toolbar (default position) is called the Standard toolbar. The Standard
toolbar is consistent across the OpenOffice.org applications.
The second toolbar across the top (default location) is the Formatting toolbar. It is a
context-sensitive bar that shows the relevant tools in response to the cursor’s current
position or selection. For example, when the cursor is on a graphic, the Formatting
bar provides tools for formatting graphics; when the cursor is in text, the tools are for
formatting text.
Displaying or hiding toolbars
To display or hide toolbars, choose View > Toolbars, then click on the name of a
toolbar in the list. An active toolbar shows a checkmark beside its name. Tear-off
toolbars are not listed in the View menu.
Submenus and tear-off toolbars
Toolbar icons with a small triangle to the right will display submenus, tear-off
toolbars, and other ways of selecting things, depending on the icon.
Figure 2 shows a tear-off toolbar from the Drawing toolbar.
The tear-off toolbars can be floating or docked along an edge of the screen or in one
of the existing toolbar areas. To move a floating tear-off toolbar, drag it by the title
bar. See “Moving toolbars” below.
18 Getting Started with OpenOffice.org 3.3

Figure 2: Example of a tear-off toolbar
Moving toolbars
To move a docked toolbar, place the mouse pointer over the toolbar handle (the small
vertical bar to the left of the toolbar), hold down the left mouse button, drag the
toolbar to the new location, and then release the mouse button (Figure 3). To move a
floating toolbar, click on its title bar and drag it to a new location (Figure 4).
Figure 3: Moving a docked toolbar
Figure 4: Moving a floating toolbar
Floating toolbars
OOo includes several additional context-sensitive toolbars, whose defaults appear as
floating toolbars in response to the cursor’s current position or selection. For
example, when the cursor is in a table, a floating Table toolbar appears, and when the
cursor is in a numbered or bullet list, the Bullets and Numbering toolbar appears.
You can dock these toolbars to the top, bottom, or side of the window, if you wish (see
“Moving toolbars” above).
Chapter 1 Introducing OpenOffice.org 19

Docking/floating windows and toolbars
Toolbars and some windows, such as the Navigator and the Styles and Formatting
window, are dockable. You can move, resize, or dock them to an edge.
To dock a window or toolbar, hold down the Control key and double-click on the
frame of the floating window (or in a vacant area near the icons at the top of the
floating window) to dock it in its last position.
To undock a window, hold down the Control key and double-click on the frame (or a
vacant area near the icons at the top) of the docked window.
Customizing toolbars
You can customize toolbars in several ways, including choosing which icons are
visible and locking the position of a docked toolbar. You can also add icons and create
new toolbars, as described in Chapter 14.
To access a toolbar’s customization options, use the down-arrow at the end of the
toolbar or on its title bar.
Figure 5: Customizing toolbars
To show or hide icons defined for the selected toolbar, choose Visible Buttons from
the drop-down menu. Visible icons are indicated by an outline around the icon. Click
on icons to select or deselect them.
Figure 6: Selection of visible toolbar icons
Right-click (context) menus
You can quickly access many menu functions by right-clicking on a paragraph,
graphics, or other object. A context menu will pop up. Often the context menu is the
fastest and an easier way to reach a function. If you are not sure where a function is
located in the menus or toolbars , you can often find it by right-clicking.
20 Getting Started with OpenOffice.org 3.3

Status bar
The status bar is located at the bottom of the workspace. It provides information
about the document and convenient ways to quickly change some features. It is
similar in Writer, Calc, Impress, and Draw, although each component includes some
component-specific items.
Figure 7: Left end of status bar in Writer
Figure 8: Right end of status bar in Writer
Common status bar items are described below.
Page, sheet, or slide number
Shows the current page, sheet, or slide number and the total number of pages,
sheets, or slides in the document. Double-click on this field to open the Navigator.
Other uses of this field depend on the component.
Page style or slide design
Shows the current page style or slide design. To edit the current page style or
slide design, double-click on this field.
Unsaved changes
An asterisk (*) appears here if changes to the document have not been saved.
Digital signature
If the document has been digitally signed, an icon shows here. You can
double-click the icon to view the certificate.
Object information
Displays information relevant to the cursor’s position or the selected element of
the document. Double-clicking in this area usually opens a relevant dialog.
Zoom slider and percent
To change the view magnification, drag the Zoom slider, or click on the + and –
signs, or right-click on the zoom level percent to pop up a list of magnification
values from which to choose.
Double-clicking on the zoom level percent opens the Zoom & View Layout
dialog.
Chapter 1 Introducing OpenOffice.org 21

What are all these things called?
The terms used in OpenOffice.org for most parts of the user interface (the parts of
the program you see and use, in contrast to the behind-the-scenes code that actually
makes it work) are the same as for most other programs.
A dialog is a special type of window. Its purpose is to inform you of something, or
request input from you, or both. It provides controls for you to use to specify how to
carry out an action. The technical names for common controls are shown in Figure 9;
not shown is the list box (from which you select an item). In most cases we do not use
the technical terms in this book, but it is useful to know them because the Help and
other sources of information often use them.
In most cases, you can interact only with the dialog (not the document itself) as long
as the dialog remains open. When you close the dialog after use (usually, clicking OK
or another button saves your changes and closes the dialog), then you can again work
with your document.
Some dialogs can be left open as you work, so you can switch back and forth between
the dialog and your document. An example of this type is the Find & Replace dialog.
Figure 9: Dialog showing common controls:
1=Tabbed page (not strictly speaking a control)
2=Radio buttons (only one can be selected at a time)
3=Checkbox (more than one can be selected at a time)
4=Spin box (click the up and down arrows to change the number
shown in the text box next to it, or type in the text box)
5=Thumbnail or preview
6=Drop-down list from which to select an item
7=Push buttons
22 Getting Started with OpenOffice.org 3.3

Starting a new document
You can start a new, blank document in OOo in several ways.
When OOo is open but no document is open (for example if you close all the open
documents but leave the program running), the Start Center is shown. Click one of
the icons to open a new document of that type, or click the Templates icon to start a
new document using a template.
Figure 10: OpenOffice.org Start Center
You can also start a new document in one of the following ways.
•Use File > New and choose the type of document.
•Use the arrow next to the New button on the main toolbar. From the drop-
down menu, select the type of document to be created.
•Press Control+N on the keyboard.
•Use File > Wizards for some special types of documents.
If a document is already open in OOo, the new document opens in a new window.
Opening an existing document
When no document is open, the Start Center provides an icon for opening an existing
document or choosing from a list of recently-edited documents.
Chapter 1 Introducing OpenOffice.org 23

You can also open an existing document in one of the following ways.
•Choose File > Open...
•Click the Open button on the main toolbar.
•Press Control+O on the keyboard.
In each case, the Open dialog appears. Select the file you want, and then click Open.
If a document is already open in OOo, the second document opens in a new window.
In the Open dialog, you can reduce the list of files by selecting the type of file you are
looking for. For example, if you choose Text documents as the file type, you will only
see documents Writer can open (including .odt, .doc, .txt); if you choose
Spreadsheets, you will see .ods, .xsl, and other files that Calc opens.
You can also open an existing document that is in an OpenDocument format by
double-clicking on the file’s icon on the desktop or in a file manager such as Windows
Explorer.
If you have associated Microsoft Office file formats with OOo, you can also open
these files by double-clicking on them.
Note
Under Microsoft Windows you can use either the OOo Open and Save As
dialogs or the ones provided by Microsoft Windows. See “Using the
Open and Save As dialogs” on page 25.
Saving a document
To save a new document, do one of the following:
•Press Control+S.
•Choose File > Save from the menu bar.
•Click the Save button on the main toolbar.
When the Save As dialog appears, enter the file name, verify the file type (if
applicable), and click Save.
To save an open document with the current file name, choose File > Save. This will
overwrite the last saved state of the file.
Password protection
To protect an entire document from being viewable without a password, use the
option on the Save As dialog to enter a password.
1) On the Save As dialog, select the Save with password option, and then click
Save. You will receive a prompt (Figure 11).
2) Type the same password in both fields, and then click OK. If the passwords
match, the document is saved password protected. If the passwords do not
24 Getting Started with OpenOffice.org 3.3

match, you receive an error message. Close the message box to return to the
Set Password dialog box and enter the password again.
Caution OOo uses a very strong encryption mechanism that makes it almost
impossible to recover the contents of a document in case you lose the
password.
Figure 11: Entering a password for a document
Writer and Calc provide a second level of protection, which allows a file to be viewed
but not changed without a password; that is, the file opens in read-only mode.
Saving a document automatically
You can choose to have OpenOffice.org save files for you automatically. Automatic
saving, like manual saving, overwrites the last saved state of the file. To set up
automatic file saving:
1) Choose Tools > Options... > Load/Save > General.
2) Mark Save AutoRecovery information every, and set the time interval.
Renaming and deleting files
You can rename or delete files within the OOo dialogs, just as you can in your usual
file manager. However, you cannot copy or paste files within the dialogs.
Using the Open and Save As dialogs
You can choose whether to use the OpenOffice.org Open and Save As dialogs or the
ones provided by your operating system.
To view or change which type of dialog OpenOffice.org uses:
1) Choose Tools > Options > OpenOffice.org > General.
2) Select the Use OpenOffice.org dialogs option.
Chapter 1 Introducing OpenOffice.org 25

This section discusses the OpenOffice.org Open and Save As dialogs. Figure 12 shows
the Save As dialog; the Open dialog is similar.
Figure 12: The OpenOffice.org Save As dialog
The three buttons in the top right of the OOo Open and Save As dialogs are, from left
to right:
•Go Up One Level in the folder (directory) hierarchy. Click and hold this button
for a second to drop down a list of higher level folders; to go to one of the
folders on the list, move the mouse pointer over its name and release the
mouse button.
•Create New Folder.
•Default Directory.
For OOo documents that have been saved with more than one version, use the
Version drop-down to select which version you wish to open in read-only mode. For
Microsoft Office documents, only the current version can be opened.
Use the File type field to specify the type of file to be opened or the format of the file
to be saved.
The Read-only option on the Open dialog opens the file for reading and printing only.
Consequently, most of the toolbars disappear, and most menu options are disabled.
An Edit File button is displayed on the Standard toolbar to open the file for editing.
You can open files from the Web by typing a URL in the File name field on the Open
dialog.
26 Getting Started with OpenOffice.org 3.3

Using the Navigator
The Navigator lists objects contained in a document, collected into categories. For
example, in Writer it shows Headings, Tables, Text frames, Comments, Graphics,
Bookmarks, and other items, as shown in Figure 13. In Calc it shows Sheets, Range
Names, Database Ranges, Graphics, Drawing Objects, and other items. In Impress
and Draw it shows Slides, Pictures, and other items.
To open the Navigator, click its icon on the Standard toolbar, or press F5, or
choose View > Navigator on the menu bar.
You can dock the Navigator to either side of the main OOo window or leave it floating
(see “Docking/floating windows and toolbars“ on page 20).
Figure 13: The Navigator
Click the marker (+ or arrow) by any of the categories to display the list of objects in
that category.
To hide the list of categories and show only the toolbars at the top, click the List Box
On/Off icon . Click this icon again to show the list box.
The Navigator provides several convenient ways to move around a document and find
items in it:
•When a category is showing the list of objects in it, double-click on an object to
jump directly to that object’s location in the document.
Objects are much easier to find if you have given them names when creating
them, instead of keeping OOo’s default graphics1, graphics2, Table1, Table2,
and so on—which may not correspond to the position of the object in the
document.
If you only want to see the content in a certain category, highlight the category
and click the Content View icon . Until you click the icon again, only the
objects of that category will be displayed.
Chapter 1 Introducing OpenOffice.org 27

•Click the Navigation icon (second icon from the left at the top of the
Navigator) to display the Navigation toolbar. Here you can pick one of the
categories and use the Previous and Next icons to move from one item to the
next. This is particularly helpful for finding items like bookmarks and indexes,
which can be difficult to see.
The names of the icons (shown in the tooltips) change to match the selected
category; for example, Next Graphic or Next Bookmark.
Figure 14: Navigation toolbar
•To jump to a specific page in the document, type its page number in the box at
the top of the Navigator.
A bit of experimentation with the other icons will demonstrate their functions. Some
component-specific uses are described in the chapters on Writer and the other
components.
Undoing and redoing changes
To undo the most recent change, press Control+Z, or click the Undo icon on the
Standard toolbar, or choose Edit > Undo from the menu bar.
The Edit menu shows the latest change that can be undone (see below for an example
from Writer).
Figure 15: Edit > Undo last action
Click the small triangle to the right of the Undo icon to get a list of all the changes
that can be undone. You can select multiple changes and undo them at the same time.
28 Getting Started with OpenOffice.org 3.3

Figure 16: List of actions that can be undone
After changes have been undone, Redo becomes active. To redo a change, select
Edit > Redo, or press Control+Y or click on the Redo icon . As with Undo, click
on the triangle to the right of the arrow to get a list of the changes that can be
reapplied.
To modify the number of changes OpenOffice.org remembers, choose Tools >
Options > OpenOffice.org > Memory and in the Undo section change Number of
steps. Be aware that asking OOo to remember more changes consumes more
computer memory.
Closing a document
To close a document, choose File > Close.
You can also close a document by clicking on the Close icon on the document
window. This button looks like the X shown in Figure 17. It may be in a different
location on your operating system.
Figure 17. Close icons
If more than one OOo window is open, each window looks like the sample shown on
the left in Figure 17. Closing this window leaves the other OOo windows open.
If only one OOo window is open, it looks like the sample shown on the right in Figure
17. Notice the small X below the large X. Clicking the small X closes the document
but leaves OOo open. Clicking the large X closes OOo completely.
If the document has not been saved since the last change, a message box is
displayed. Choose whether to save or discard your changes.
•Save: The document is saved and then closed.
•Discard: The document is closed, and all modifications since the last save are
lost.
•Cancel: Nothing happens, and you return to the document.
Chapter 1 Introducing OpenOffice.org 29

Caution Not saving your document could result in the loss of recently made
changes, or worse still, your entire file.
Closing OpenOffice.org
To close OOo completely, choose File > Exit, or close the last open document as
described in “Closing a document” above.
If all the documents have been saved, OOo closes immediately. If any documents have
been modified but not saved, a warning message appears. Follow the procedure in
“Closing a document” to save or discard your changes.
Using OpenOffice.org on a Mac
Some keystrokes and menu items are different on a Mac from those used in Windows
and Linux. The following table gives some common substitutions for the instructions
in this book. For a more detailed list, see the application Help.
Windows/Linux Mac equivalent Effect
Tools > Options
menu selection
OpenOffice.org >
Preferences
Access setup options
Right-click Control+click Open context menu
Ctrl (Control) z (Command) Used with other keys
F5 Shift+z+F5 Open the Navigator
F11 z+TOpen the Styles and Formatting
window
30 Getting Started with OpenOffice.org 3.3

Chapter 2
Setting up
OpenOffice.org
Choosing Options to Suit the Way You Work
31

Choosing options for all of OOo
This section covers some of the settings that apply to all the components of
OpenOffice.org. For information on settings not discussed here, see the online help.
Click Tools > Options. The list in the left-hand box of the Options – OpenOffice.org
dialog varies depending on which component of OOo is open. The illustrations in this
chapter show the list as it appears when a Writer document is open.
Click the marker (+ or triangle) by OpenOffice.org on the left-hand side. A list of
pages drops down. Selecting an item in the list causes the right-hand side of the
dialog to display the relevant page.
Figure 18: OpenOffice.org options
Note
The Back button has the same effect on all pages of the Options dialog.
It resets the options to the values that were in place when you opened
OpenOffice.org.
User Data options
Because OOo uses the name or initials stored in the OpenOffice.org – User Data page
for several things, including document properties (created by and last edited by
information) and the name of the author of notes and changes, you will want to
ensure that the correct information appears here.
Fill in the form (shown in Figure 19), or amend or delete any existing incorrect
information.
32 Getting Started with OpenOffice.org 3.3

Figure 19: Filling in user data
General options
The options on the OpenOffice.org – General page are described below.
Figure 20: Setting general options for OpenOffice.org
Help - Tips
When Tips is active, one or two words will appear when you hold the mouse
pointer over an icon or field, without clicking.
Help - Extended tips
When Extended tips is active, a brief description of the function of a particular
icon or menu command or a field on a dialog appears when you hold the mouse
pointer over that item.
Help Agent
To turn off the Help Agent (similar to Microsoft’s Office Assistant), deselect this
option. To restore the default behavior, click Reset Help Agent.
Chapter 2 Setting up OpenOffice.org 33

Help formatting
High contrast is an operating system setting that changes the system color
scheme to improve readability. To display Help in high contrast (if your computer’s
operating system supports this), choose one of the high-contrast style sheets from
the pull-down list.
High-contrast style Visual effect
Default Black text on white background
High Contrast #1 Yellow text on black background
High Contrast #2 Green text on black background
High Contrast Black White text on black background
High Contrast White Black text on white background
Open/Save dialogs
To use the standard Open and Save dialogs for your operating system, deselect
the Use OpenOffice.org dialogs option. When this option is selected, the Open
and Save dialogs supplied with OpenOffice.org will be used. See Chapter 1
(Introducing OpenOffice.org) for more about the OOo Open and Save dialogs. This
book uses the OOo Open and Save dialogs in illustrations.
Document status
If this option is selected, then the next time you close the document after printing,
the print date is recorded in the document properties as a change and you will be
prompted to save the document again, even if you did not make any other
changes.
Year (two digits)
Specifies how two-digit years are interpreted. For example, if the two-digit year is
set to 1930, and you enter a date of 1/1/30 or later into your document, the date is
interpreted as 1/1/1930 or later. An “earlier” date is interpreted as being in the
following century; that is, 1/1/20 is interpreted as 1/1/2020.
Memory options
In the Options dialog, click OpenOffice.org > Memory. These options control how
OpenOffice.org uses your computer’s memory and how much memory it requires.
Before changing them, you may wish to consider the following points:
•More memory can make OpenOffice.org faster and more convenient (for
example, more undo steps require more memory); but the trade-off is less
memory available for other applications and you could run out of memory
altogether.
•If your documents contain a lot of objects such as images, or the objects are
large, OOo’s performance may improve if you increase the memory for OOo or
the memory per object. If you find that objects seem to disappear from a
document that contains a lot of them, increase the number of objects in the
cache. (The objects are still in the file even if you cannot see them on screen.)
•To load the Quickstarter (an icon on the desktop or in the system tray) when
you start your computer, select the option near the bottom of the dialog. This
makes OpenOffice.org start faster; the trade-off is OOo uses some memory
34 Getting Started with OpenOffice.org 3.3

even when not being used. This option (sometimes called Enable systray
quickstarter) is not available on all operating systems.
Figure 21: Choosing Memory options for the OpenOffice.org applications
View options
The options on the OpenOffice.org – View page affect the way the document window
looks and behaves. Some of these options are described below. Set them to suit your
personal preferences.
Figure 22: Choosing View options for OOo applications
User Interface – Scaling
If the text in the help files or on the menus of the OOo user interface is too small
or too large, you can change it by specifying a scaling factor. Sometimes a change
here can have unexpected results, depending on the screen fonts available on
your system. However, it does not affect the actual font size of the text in your
documents.
Chapter 2 Setting up OpenOffice.org 35

User Interface – Icon size and style
The first box specifies the display size of toolbar icons (Automatic, Small, or
Large). The Automatic icon size option uses the setting for your operating system.
The second box specifies the icon style (theme); here the Automatic option uses an
icon set compatible with your operating system and choice of desktop: for
example, KDE or Gnome on Linux.
User Interface – Use system font for user interface
If you prefer to use the system font (the default font for your computer and
operating system) instead of the font provided by OOo for the user interface,
select this option.
User interface – Screen font anti-aliasing
(Not available in Windows; not shown in Figure 22.) Select this option to smooth
the screen appearance of text. Enter the smallest font size to apply anti-aliasing.
Menu – icons in menus
Causes icons as well as words to be visible in menus.
Font Lists - Show preview of fonts
Causes the font list to look like Figure 23, Left, with the font names shown as an
example of the font; with the option deselected, the font list shows only the font
names, not their formatting (Figure 23, Right). The fonts you will see listed are
those that are installed on your system.
Figure 23. Font list (Left) With preview; (Right) Without preview
Font Lists - Show font history
Causes the last five fonts you have assigned to the current document are
displayed at the top of the font list. Otherwise fonts are shown in alphabetical
order.
Graphics output – Use hardware acceleration
Directly accesses hardware features of the graphical display adapter to improve
the screen display. Not supported on all operating systems and OOo distributions.
Graphics output – Use anti-aliasing
Enables and disables anti-aliasing, which makes the display of most graphical
objects look smoother and with fewer artifacts. Not supported on all operating
systems and OOo distributions.
Tip Press Shift+Control+R to restore or refresh the view of the current
document.
36 Getting Started with OpenOffice.org 3.3

Mouse positioning
Specifies if and how the mouse pointer will be positioned in newly opened dialogs.
Middle mouse button
Defines the function of the middle mouse button.
•Automatic scrolling – dragging while pressing the middle mouse button
shifts the view.
•Paste clipboard – pressing the middle mouse button inserts the contents of
the “Selection clipboard” at the cursor position.
The “Selection clipboard” is independent of the normal clipboard that you use by
Edit > Copy/Cut/Paste or their respective keyboard shortcuts. Clipboard and
“Selection clipboard” can contain different contents at the same time.
Function Clipboard Selection clipboard
Copy content Edit > Copy Control+C Select text, table, or object.
Paste content Edit > Paste Control+V
pastes at the cursor
position.
Clicking the middle mouse button
pastes at the mouse pointer
position.
Pasting into
another document
No effect on the clipboard
contents.
The last marked selection is the
content of the selection clipboard.
Selection – Transparency
Determines the appearance of selected text or graphics, which appear on a
shaded background. To make the shaded background more or less dark, increase
or decrease the Transparency setting.
If you prefer selected material to appear in reversed color (typically white text on
a black background), deselect this option.
Print options
On the OpenOffice.org – Print page, set the print options to suit your default printer
and your most common printing method.
In the Printer warnings section near the bottom of the page, you can choose whether
to be warned if the paper size or orientation specified in your document does not
match the paper size or orientation available for your printer. Having these warnings
turned on can be quite helpful, particularly if you work with documents produced by
people in other countries where the standard paper size is different from yours.
Tip
If your printouts are incorrectly placed on the page or chopped off at
the top, bottom, or sides, or the printer is refusing to print, the most
likely cause is page size incompatibility.
Chapter 2 Setting up OpenOffice.org 37

Figure 24: Choosing general printing options to apply to all OOo
components
Path options
On the OpenOffice.org – Paths page, you can change the location of files associated
with, or used by, OpenOffice.org to suit your working situation. In a Windows system,
for example, you might want to store documents by default somewhere other than My
Documents.
To make changes, select an item in the list shown in Figure 25 and click Edit. On the
Select Path dialog (not shown; may also be titled Edit Paths), add or delete folders as
required, and then click OK to return to the Options dialog. Note that some items can
have at least two paths listed: one to a shared folder (which might be on a network)
and one to a user-specific folder (normally on the user’s personal computer).
Tip
You can use the entries in the OpenOffice.org – Paths dialog to compile
a list of files, such as those containing AutoText, that you need to back
up or copy to another computer.
38 Getting Started with OpenOffice.org 3.3

Figure 25: Viewing the paths of files used by OpenOffice.org
Color options
On the OpenOffice.org – Colors page, you can specify colors to use in OOo
documents. You can select a color from a color table, edit an existing color, and
define new colors. These colors are stored in your color palette and are then available
in all components of OOo.
Figure 26: Defining colors to use in color palettes in OOo
Chapter 2 Setting up OpenOffice.org 39

To modify a color:
1) Select the color to modify from the list or the color table.
2) Enter the new values that define the color. If necessary, change the settings
from RGB (Red, Green, Blue) to CMYK (Cyan, Magenta, Yellow, Black) or vice
versa. The changed color appears in the lower of the two color preview boxes
at the top.
3) Modify the Name as required.
4) Click the Modify button. The newly defined color is now listed in the Color
table.
Alternatively, click the Edit button to open the Color dialog, shown in Figure 27.
Here you can select a color from one of the color windows in the upper area, or you
can enter values in the lower area using your choice of RGB, CMYK, or HSB (Hue,
Saturation and Brightness) values.
The upper right color window is linked directly with the color input fields in the lower
area; as you choose a color in the upper window, the numbers change accordingly.
The two color fields at the lower right show the value of the selected color on the left
and the currently set value from the color value fields on the right.
Modify the color components as required and click OK to exit the dialog. The newly
defined color now appears in the lower of the color preview boxes shown in Figure
26. Type a name for this color in the Name box, then click the Add button. A small
box showing the new color is added to the Color table.
Figure 27: Editing colors
Another way to define or alter colors is through the Colors page of the Area dialog,
where you can also save and load palettes, a feature that is not possible here. In Calc,
draw a temporary draw object and use the context menu of this object to open the
Area dialog. If you load a palette in one component of OOo, it is only active in that
component; the other components keep their own palettes.
40 Getting Started with OpenOffice.org 3.3

Font options
You can define replacements for any fonts that might appear in your documents. If
you receive from someone else a document containing fonts that you do not have on
your system, OpenOffice.org will substitute fonts for those it does not find. You might
prefer to specify a different font from the one the program chooses.
Figure 28: Defining a font to be substituted for another font
On the OpenOffice.org – Fonts page:
1) Select the Apply Replacement Table option.
2) Select or type the name of the font to be replaced in the Font box. (If you do
not have this font on your system, it will not appear in the drop-down list in
this box, so you need to type it in.)
3) In the Replace with box, select a suitable font from the drop-down list of fonts
installed on your computer.
4) The checkmark to the right of the Replace with box turns green. Click on this
checkmark. A row of information now appears in the larger box below the
input boxes. Select the options under Always and Screen.
5) In the bottom section of the page, you can change the typeface and size of the
font used to display source code such as HTML and Basic (in macros).
Security options
Use the OpenOffice.org – Security page to choose security options for saving
documents and for opening documents that contain macros.
Chapter 2 Setting up OpenOffice.org 41

Figure 29: Choosing security options for opening and saving
documents
Security options and warnings
If you record changes, save multiple versions, or include hidden information or
notes in your documents, and you do not want some of the recipients to see that
information, you can set warnings to remind you to remove it, or you can have
OOo remove some of it automatically. Note that (unless removed) much of this
information is retained in a file whether the file is in OpenOffice.org’s default
OpenDocument format, or has been saved to other formats, including PDF.
Click the Options button to open a separate dialog with specific choices (Figure
30).
Macro security
Click the Macro Security button to open the Macro Security dialog (not shown
here), where you can adjust the security level for executing macros and specify
trusted sources.
Security options and warnings
The following options are on the Security options and warnings dialog (Figure 30).
Remove personal information on saving
Select this option to always remove user data from the file properties when saving
the file. To manually remove personal information from specific documents,
deselect this option and then use the Delete button under File > Properties >
General.
Ctrl-click required to follow hyperlinks
In older versions of OOo, clicking on a hyperlink in a document opened the linked
document. Now you can choose whether to keep this behavior (by unchecking this
box). Many people find creation and editing of documents easier when accidental
clicks on links do not activate the links.
The other options on this dialog should be self-explanatory.
42 Getting Started with OpenOffice.org 3.3

Figure 30: Security options and warnings dialog
Appearance options
Writing, editing, and (especially) page layout are often easier when you can see the
page margins (text boundaries), the boundaries of tables and sections (in Writer
documents), page breaks in Calc, grid lines in Draw or Writer, and other features. In
addition, you might prefer to use colors that are different from OOo’s defaults for
such items as note indicators or field shadings.
On the OpenOffice.org – Appearance page, you can specify which items are visible
and the colors used to display various items.
Figure 31: Showing or hiding text, object, and table boundaries
Chapter 2 Setting up OpenOffice.org 43

•To show or hide items such as text boundaries, select or deselect the options
next to the names of the items.
•To change the default colors for items, click the down-arrow in the Color
Setting column by the name of the item and select a color from the pop-up box.
•To save your color changes as a color scheme, click Save, type a name in the
Scheme box; then click OK.
Accessibility options
Accessibility options include whether to allow animated graphics or text, how long
help tips remain showing, some options for high contrast display, and a way to
change the font for the user interface of the OpenOffice.org program.
Accessibility support relies on Sun Microsystems Java technology for communications
with assistive technology tools. See “Java options“ below. The Support assistive
technology tools option is not shown on all OOo installations. See Assistive Tools in
OpenOffice.org in the Help for other requirements and information.
Select or deselect the options as required.
Figure 32: Choosing accessibility options
Java options
If you install or update a Java Runtime Environment (JRE) after you install
OpenOffice.org, or if you have more than one JRE installed on your computer, you can
use the OpenOffice.org – Java options page to choose the JRE for OOo to use.
If you are a system administrator, programmer, or other person who customizes JRE
installations, you can use the Parameters and Class Path pages (reached from the
Java page) to specify this information.
If you do not see anything listed in the middle of the page, wait a few minutes while
OOo searches for JREs on the hard disk.
If OOo finds one or more JREs, it will display them there. You can then select the Use
a Java runtime environment option and (if necessary) choose one of the JREs
listed.
44 Getting Started with OpenOffice.org 3.3

Figure 33: Choosing a Java runtime environment
Online Update options
On the OpenOffice.org – Online Update page, you can choose whether and how often
to have OOo check the OOo website for program updates. If the Check for updates
automatically option is selected, an icon appears at the right-hand end of the menu
bar when an update is available. Click this icon to open a dialog where you can
choose to download the update.
Figure 34: Configuring Online Update
If the Download updates automatically option is selected, the download starts
when you click the icon. To change the download destination, click the Change
button and select the required folder in the file browser window.
Chapter 2 Setting up OpenOffice.org 45

Improvement program
On the OpenOffice.org – Improvement Program page, you can choose whether or not
to participate in the OpenOffice.org Improvement Program, which collects
anonymous statistics about how you use OOo.
Choosing options for loading and saving documents
You can set the Load/Save options to suit the way you work.
If the Options dialog is not already open, click Tools > Options. Click the expansion
symbol (+ or triangle) to the left of Load/Save.
Figure 35: Load/Save options
General Load/Save options
Most of the choices on the Load/Save – General page are familiar to users of other
office suites. Some items of interest are described below.
Figure 36. Choosing Load and Save options
Load user-specific settings with the document
When you save a document, certain settings are saved with it. Some settings
(printer name, data source linked to the document) are always loaded with a
document, whether or not this option is selected. If you select this option, these
46 Getting Started with OpenOffice.org 3.3

document settings are overruled by the user-specific settings of the person who
opens it. If you deselect this option, the user’s personal settings do not overrule
the settings in the document. For example, your choice (in the options for OOo
Writer) of how to update links is affected by the Load user-specific settings
option.
Load printer settings with the document
If this option is not selected, the printer settings that are stored with the
document are ignored when you print it using the Print File Directly icon. The
default printer in your system will be used instead.
Edit document properties before saving
If you select this option, the Document Properties dialog pops up to prompt you to
enter relevant information the first time you save a new document (or whenever
you use Save As).
Save AutoRecovery information every
Choose whether to enable AutoRecovery and how often to save the information
used by the AutoRecovery process.
AutoRecovery in OpenOffice.org overwrites the original file. If you also choose
Always create backup copy, the original file then overwrites the backup copy. If
you have this set, recovering your document after a system crash will be easier;
but recovering an earlier version of the document may be harder.
Save URLs relative to file system / internet
Relative addressing to a file system is only possible if the source document and
the referenced document are both on the same drive. A relative address always
starts from the directory in which the current document is located. It is
recommended to save relatively if you want to create a directory structure on an
Internet server.
Default file format and ODF settings
ODF format version. OpenOffice.org by default saves documents in
OpenDocument Format (ODF) version 1.2 Extended. While this allows for
improved functionality, there may be backwards compatibility issues. When a file
saved in ODF 1.2 Extended is opened in an earlier version of OpenOffice.org
(using ODF 1.0/1.1), some of the advanced features may be lost. Two notable
examples are cross-references to headings and the formatting of numbered lists. If
you plan to share documents with people who are still using older versions of
OpenOffice.org, save the document using ODF version 1.0/1.1.
Size optimization for ODF format. OpenOffice.org documents are XML files.
When you select this option, OOo writes the XML data without indents and line
breaks. If you want to be able to read the XML files in a text editor in a structured
form, deselect this option.
Document type. If you routinely share documents with users of Microsoft Office,
you might want to change the Always save as attribute for documents to one of
the Microsoft Office formats.
Note
Although OOo can open files in the .docx, .xlsx, and .pptx formats
produced by Microsoft Office 2007, it cannot save in those formats.
This capability is planned for a future release.
Chapter 2 Setting up OpenOffice.org 47

VBA Properties Load/Save options
On the Load/Save – VBA Properties page, you can choose whether to keep any
macros in Microsoft Office documents that are opened in OpenOffice.org.
Figure 37: Choosing Load/Save VBA Properties
•If you choose Save original Basic code, the macros will not work in OOo but
are retained if you save the file into Microsoft Office format.
•If you choose Load Basic code to edit, the changed code is saved in an OOo
document but is not retained if you save into a Microsoft Office format.
•If you are importing a Microsoft Excel file containing VBA code, you can select
the option Executable code. Whereas normally the code is preserved but
rendered inactive (if you inspect it with the StarBasic IDE you will notice that
it is all commented), with this option the code is ready to be executed.
Microsoft Office Load/Save options
On the Load/Save – Microsoft Office page, you can choose what to do when importing
and exporting Microsoft Office OLE objects (linked or embedded objects or
documents such as spreadsheets or equations).
Select the [L] options to convert Microsoft OLE objects into the corresponding
OpenOffice.org OLE objects when a Microsoft document is loaded into OOo
(mnemonic: “L” for “load”).
Select the [S] options to convert OpenOffice.org OLE objects into the corresponding
Microsoft OLE objects when a document is saved in a Microsoft format (mnemonic:
“S” for “save”).
48 Getting Started with OpenOffice.org 3.3

Figure 38: Choosing Load/Save Microsoft Office options
HTML compatibility Load/Save options
Choices made on the Load/Save – HTML Compatibility page affect HTML pages
imported into OpenOffice.org and those exported from OOo. See HTML documents;
importing/exporting in the Help for more information.
Font sizes
Use these fields to define the respective font sizes for the HTML <font size=1> to
<font size=7> tags, if they are used in the HTML pages. (Many pages no longer
use these tags.)
Figure 39. Choosing HTML compatibility options
Chapter 2 Setting up OpenOffice.org 49

Import - Use 'English (USA)' locale for numbers
When importing numbers from an HTML page, the decimal and thousands
separator characters differ according to the locale of the HTML page. The
clipboard, however, contains no information about the locale. If this option is not
selected, numbers will be interpreted according to the Language - Locale
setting in Tools > Options > Language Settings > Languages (see page 51).
If this option is selected, numbers will be interpreted as for the English (USA)
locale.
Import - Import unknown HTML tags as fields
Select this option if you want tags that are not recognized by OOo to be imported
as fields. For an opening tag, an HTML_ON field will be created with the value of
the tag name. For a closing tag, an HTML_OFF will be created. These fields will
be converted to tags in the HTML export.
Import - Ignore font settings
Select this option to have OOo ignore all font settings when importing. The fonts
that were defined in the HTML Page Style will be used.
Export
To optimize the HTML export, select a browser or HTML standard from the
Export box. If OpenOffice.org Writer is selected, specific OpenOffice.org Writer
instructions are exported.
Export - OpenOffice.org Basic
Select this option to include OOo Basic macros (scripts) when exporting to HTML
format. You must activate this option before you create the OpenOffice.org Basic
macro; otherwise the script will not be inserted. OpenOffice.org Basic macros
must be located in the header of the HTML document. Once you have created the
macro in the OpenOffice.org Basic IDE, it appears in the source text of the HTML
document in the header.
If you want the macro to run automatically when the HTML document is opened,
choose Tools > Customize > Events. See Chapter 13 (Getting Started with
Macros) for more information.
Export - Display warning
When the OpenOffice.org Basic option (see above) is not selected, the Display
warning option becomes available. If the Display warning option is selected,
then when exporting to HTML a warning is shown that OpenOffice.org Basic
macros will be lost.
Export - Print layout
Select this option to export the print layout of the current document as well. The
HTML filter supports CSS2 (Cascading Style Sheets Level 2) for printing
documents. These capabilities are only effective if print layout export is activated.
Export - Copy local graphics to Internet
Select this option to automatically upload the embedded pictures to the Internet
server when uploading using FTP.
Export - Character set
Select the appropriate character set for the export.
50 Getting Started with OpenOffice.org 3.3

Choosing language settings
You may need to do several things to set the language settings to what you want:
•Install the required dictionaries
•Change some locale and language settings
•Choose spelling options
Install the required dictionaries
OOo automatically installs several dictionaries with the program. To add other
dictionaries, be sure you are connected to the Internet, and then use Tools >
Language > More Dictionaries Online. OOo will open your default web browser to
a page containing links to additional dictionaries that you can install. Follow the
prompts to select and install the ones you want.
Change locale and language settings
You can change some details of the locale and language settings that OOo uses for all
documents, or for specific documents.
In the Options dialog, click Language Settings > Languages.
Figure 40: Language Setting Options
On the right-hand side of the Language Settings – Languages page, change the User
interface, Locale setting, Default currency, and Default languages for documents as
required. In the example, English (UK) has been chosen for all the appropriate
settings.
If you want the language (dictionary) setting to apply to the current document only,
instead of being the default for all new documents, select the option labelled For the
current document only.
Chapter 2 Setting up OpenOffice.org 51

Figure 41: Choosing language options
If necessary, select the options to enable support for Asian languages (Chinese,
Japanese, Korean) and support for CTL (complex text layout) languages such as Urdu,
Thai, Hebrew, and Arabic. If you choose either of these options, the next time you
open this dialog, you will see some extra choices under Language Settings, as shown
below. These choices (Searching in Japanese, Asian Layout, and Complex Text
Layout) are not discussed here.
Figure 42: Extra pages available when enhanced language support
options are selected
Choose spelling options
To choose the options for checking spelling, click Language Settings > Writing
Aids. In the Options section of the page (Figure 43), choose the settings that are
useful for you. Some considerations:
•If you do not want spelling checked while you type, deselect Check spelling
as you type and select Do not mark errors. (To find the second item, scroll
down in the Options list.)
•If you use a custom dictionary that includes words in all upper case and words
with numbers (for example, AS/400), select Check uppercase words and
Check words with numbers.
•Check special regions includes headers, footers, frames, and tables when
checking spelling.
52 Getting Started with OpenOffice.org 3.3

Figure 43: Choosing languages, dictionaries, and options for checking
spelling
Here you can also check which user-defined (custom) dictionaries are active by
default, and add or remove dictionaries, by clicking the New or Delete buttons.
Note
OpenOffice.org does not have a grammar checker, but you can install a
grammar checker extension such as Language Tool and access that tool
from Tools > Spelling and Grammar. See Chapter 14 for more about
installing extensions.
Choosing Internet options
Use the Internet Options pages to define search engines and save proxy settings for
use with OpenOffice.org.
If you are using a Netscape or Mozilla browser (such as Firefox), you can enable the
Browser Plug-in so you can open OOo files in your browser, print them, save them,
and work with them in other ways.
If you are using a Unix- or Linux-based operating system (including Mac OS X), an
additional page of E-mail options is available, where you can specify the e-mail
program to use when you send the current document as e-mail. Under Windows the
operating system’s default e-mail program is always used.
Chapter 2 Setting up OpenOffice.org 53

Figure 44: Internet options, showing E-mail page available to Linux users.
Controlling OOo’s AutoCorrect functions
Some people find some or all of the items in OOo’s AutoCorrect function annoying
because they change what you type when you do not want it changed. Many people
find some of the AutoCorrect functions quite helpful; if you do, then select the
relevant options. But if you find unexplained changes appearing in your document,
this is a good place to look to find the cause.
To open the AutoCorrect dialog, click Tools > AutoCorrect Options. (You need to
have a document open for this menu item to appear.)
In Writer, this dialog has five tabs, as shown in Figure 45. In other components of
OOo, the dialog has only four tabs.
Figure 45: The AutoCorrect dialog in Writer, showing the five tabs and
some of the choices
54 Getting Started with OpenOffice.org 3.3

Chapter 3
Using Styles and
Templates
55

What is a template?
A template is a model that you use to create other documents. For example, you can
create a template for business reports that has your company’s logo on the first page.
New documents created from this template will all have your company’s logo on the
first page.
Templates can contain anything that regular documents can contain, such as text,
graphics, a set of styles, and user-specific setup information such as measurement
units, language, the default printer, and toolbar and menu customization.
All documents in OpenOffice.org (OOo) are based on templates. You can create a
specific template for any document type (text, spreadsheet, drawing, presentation). If
you do not specify a template when you start a new document, then the document is
based on the default template for that type of document. If you have not specified a
default template, OOo uses the blank template for that type of document that is
installed with OOo. See “Setting a default template” on page 70 for more information.
What are styles?
A style is a set of formats that you can apply to selected pages, text, frames, and
other elements in your document to quickly change their appearance. When you
apply a style, you apply a whole group of formats at the same time.
Many people manually format paragraphs, words, tables, page layouts, and other
parts of their documents without paying any attention to styles. They are used to
writing documents according to physical attributes. For example, you might specify
the font family, font size, and any formatting such as bold or italic.
Styles are logical attributes. Using styles means that you stop saying “font size 14pt,
Times New Roman, bold, centered”, and you start saying “Title” because you have
defined the “Title” style to have those characteristics. In other words, styles means
that you shift the emphasis from what the text (or page, or other element) looks like,
to what the text is.
Styles help improve consistency in a document. They also make major formatting
changes easy. For example, you may decide to change the indentation of all
paragraphs, or change the font of all titles. For a long document, this simple task can
be prohibitive. Styles make the task easy.
In addition, styles are used by OpenOffice.org for many processes, even if you are not
aware of them. For example, Writer relies on heading styles (or other styles you
specify) when it compiles a table of contents. Some common examples of style use
are given in “Examples of style use” on page 73.
OpenOffice.org supports the following types of styles:
•Page styles include margins, headers and footers, borders and backgrounds. In
Calc, page styles also include the sequence for printing sheets.
•Paragraph styles control all aspects of a paragraph’s appearance, such as text
alignment, tab stops, line spacing, and borders, and can include character
formatting.
•Character styles affect selected text within a paragraph, such as the font and
size of text, or bold and italic formats.
•Frame styles are used to format graphic and text frames, including wrapping
type, borders, backgrounds, and columns.
56 Getting Started with OpenOffice.org 3.3

•Numbering styles apply similar alignment, numbering or bullet characters, and
fonts to numbered or bulleted lists.
•Cell styles include fonts, alignment, borders, background, number formats (for
example, currency, date, number), and cell protection.
•Graphics styles in drawings and presentations include line, area, shadowing,
transparency, font, connectors, dimensioning, and other attributes.
•Presentation styles include attributes for font, indents, spacing, alignment, and
tabs.
Different styles are available in the various components of OOo, as listed in Table 1.
OpenOffice.org comes with many predefined styles. You can use the styles as
provided, modify them, or create new styles, as described in this chapter.
Table 1. Styles available in OOo components
Style Type Writer Calc Draw Impress
Page X X
Paragraph X
Character X
Frame X
Numbering X
Cell X
Presentation X X
Graphics (included in
Frame styles)
X X
Applying styles
OpenOffice.org provides several ways for you to select styles to apply.
Using the Styles and Formatting window
1) Click the Styles and Formatting icon located at the left-hand end of the
object bar, or click Format > Styles and Formatting, or press F11. The
Styles and Formatting window shows the types of styles available for the OOo
component you are using. Figure 46 shows the window for Writer, with Page
Styles visible.
You can move this window to a convenient position on the screen or dock it to
an edge (hold down the Ctrl key and drag it by the title bar to where you want
it docked).
2) Click on one of the icons at the top left of the Styles and Formatting window to
display a list of styles in a particular category.
3) To apply an existing style (except for character styles), position the insertion
point in the paragraph, frame, or page, and then double-click on the name of
the style in one of these lists. To apply a character style, select the characters
first.
Chapter 3 Using Styles and Templates 57

Tip
At the bottom of the Styles and Formatting window is a dropdown list.
In Figure 46 the window shows Automatic, meaning the list includes
only styles applied automatically by OOo. You can choose to show all
styles or other groups of styles, for example only custom styles.
Figure 46: The Styles and Formatting window for Writer, showing
paragraph styles
Using Fill Format mode
Use Fill Format to apply a style to many different areas quickly without having to go
back to the Styles and Formatting window and double-click every time. This method
is quite useful when you need to format many scattered paragraphs, cells, or other
items with the same style.
1) Open the Styles and Formatting window and select the style you want to apply.
2) Click the Fill Format mode icon .
3) To apply a paragraph, page, or frame style, hover the mouse over the
paragraph, page, or frame and click. To apply a character style, hold down the
mouse button while selecting the characters, Clicking on a word applies the
character style for that word. Repeat step 3 until you made all the changes for
that style.
4) To quit Fill Format mode, click the Fill Format mode icon again or press the
Esc key.
Caution When this mode is active, a right-click anywhere in the document
undoes the last Fill Format action. Be careful not to accidentally right-
click and thus undo actions you want to keep.
Using the Apply Style list
After you have used a style at least once in a document, the style name appears on
the Apply Style list at the left-hand end of the Formatting toolbar, next to the Styles
and Formatting icon.
58 Getting Started with OpenOffice.org 3.3

You can open this list and click once on the style you want, or you can use the up and
down arrow keys to move through the list and then press Enter to apply the
highlighted style.
Tip Select More... at the bottom of the list to open the Styles and Formatting
window.
Figure 47: The Apply Style list on the Formatting toolbar
Using keyboard shortcuts
Some keyboard shortcuts for applying styles are predefined. For example, in Writer
Control+0 applies the Text body style, Control+1 applies the Heading 1 style, and
Control+2 applies the Heading 2 style. You can modify these shortcuts and create
your own; see Chapter 14 (Customizing OpenOffice.org) for instructions.
Modifying styles
OpenOffice.org provides several ways to modify styles (both the predefined styles and
custom styles that you create):
•Changing a style using the Style dialog
•Updating a style from a selection
•Use AutoUpdate (paragraph and frame styles only)
•Load or copy styles from another document or template
Tip
Any changes you make to a style are effective only in the current
document. To change styles in more than one document, you need to
change the template or copy the styles into the other documents as
described on page 62.
Chapter 3 Using Styles and Templates 59

Changing a style using the Style dialog
To change an existing style using the Style dialog, right-click on the required style in
the Styles and Formatting window and select Modify from the pop-up menu.
The Style dialog displayed depends on the type of style selected. Each style dialog
has several tabs. See the chapters on styles in the user guides for details.
Updating a style from a selection
To update a style from a selection:
1) Open the Styles and Formatting window.
2) In the document, select an item that has the format you want to adopt as a
style.
Caution Make sure that there are unique properties in this paragraph. For
example, if there are two different font sizes or font styles, that
particular property will remain the same as before.
3) In the Styles and Formatting window, select the style you want to update
(single-click, not double-click), then long-click on the arrow next to the New
Style from Selection icon and click on Update Style.
Figure 48: Updating a style from a selection
Using AutoUpdate
AutoUpdate applies to paragraph and frame styles only. If the AutoUpdate option is
selected on the Organizer page of the Paragraph Style or Frame Style dialog,
applying direct formatting to a paragraph or frame using this style in your document
automatically updates the style itself.
Tip If you are in the habit of manually overriding styles in your document,
be sure that AutoUpdate is not enabled.
Updating styles from a document or template
You can update styles by copying or loading them from a template or another
document. See “Copying and moving styles” on page 62.
60 Getting Started with OpenOffice.org 3.3

Creating new (custom) styles
You may want to add some new styles. You can do this in two ways:
•Creating a new style using the Style dialog
•Creating a new style from a selection
Creating a new style using the Style dialog
To create a new style using the Style dialog, right-click in the Styles and Formatting
window and select New from the pop-up menu.
If you want your new style to be linked with an existing style, first select that style
and then right-click and select New.
If you link styles, then when you change the base style (for example, by changing the
font from Times to Helvetica), all the linked styles will change as well. Sometimes
this is exactly what you want; other times you do not want the changes to apply to all
the linked styles. It pays to plan ahead.
The dialogs and choices are the same for defining new styles and for modifying
existing styles. See the chapters on styles in the user guides for details.
Creating a new style from a selection
You can create a new style by copying an existing manual format. This new style
applies only to this document; it will not be saved in the template.
1) Open the Styles and Formatting window and choose the type of style you want
to create.
2) In the document, select the item you want to save as a style.
3) In the Styles and Formatting window, click on the New Style from Selection
icon.
4) In the Create Style dialog, type a name for the new style. The list shows the
names of existing custom styles of the selected type. Click OK to save the new
style.
Figure 49: Naming a new style created from a selection
Chapter 3 Using Styles and Templates 61

Dragging and dropping to create a style
You can drag and drop a text selection into the Styles and Formatting window to
create a new style.
Writer
Select some text and drag it to the Styles and Formatting window. If Paragraph
Styles are active, the paragraph style will be added to the list. If Character Styles
are active, the character style will be added to the list.
Calc
Drag a cell selection to the Styles and Formatting window to create cell styles.
Draw/Impress
Select and drag drawing objects to the Styles and Formatting window to create
graphics styles.
Copying and moving styles
You can copy or move styles from one template or document into another template or
document, in two ways:
•Using the Template Management dialog
•Loading styles from a template or document
Using the Template Management dialog
To copy or move styles using the Template Management dialog:
1) Click File > Templates > Organize.
2) In the Template Management dialog (Figure 50), set the lists at the bottom to
either Templates or Documents, as needed. The default is Templates on the left
and Documents on the right.
Tip
To copy styles from a file that is not open, click the File button. When
you return to this dialog, both lists show the selected file as well as all
the currently open documents.
3) Open the folders and find the templates from and to which you want to copy.
Double-click on the name of the template or document, and then double-click
the Styles icon to show the list of individual styles (Figure 51).
4) To copy a style, hold down the Ctrl key and drag the name of the style from
one list to the other.
Caution If you do not hold down the Control key when dragging, the style will
be moved from one list to the other. The style will be deleted from the
list you are dragging it from.
5) Repeat for each style you want to copy. If the receiving template or document
has many styles, you may not see any change unless you scroll down in the list.
When you are finished, click Close.
62 Getting Started with OpenOffice.org 3.3

Figure 50: Choosing to copy styles from a document, not a template
Figure 51: Copying a style from one document to another
Loading styles from a template or document
You can copy styles by loading them from a template or another document:
1) Open the document you want to copy styles into.
2) In the Styles and Formatting window, long-click on the arrow next to the New
Style from Selection icon, and then click on Load Styles (see Figure 48).
3) On the Load Styles dialog (Figure 52), find and select the template you want to
copy styles from.
Chapter 3 Using Styles and Templates 63

Figure 52. Copying styles from a template into the open document
4) Select the categories of styles to be copied. Select Overwrite if you want the
styles being copied to replace any styles of the same names in the document
you are copying them into.
5) Click OK to copy the styles. You will not see any change on screen.
Note To copy the styles from another document, click the From File button
to open a window from which you can select the required document.
Caution
If your document has a table of contents, and if you have used custom
styles for headings, the heading levels associated with outline levels
(in Tools > Outline Numbering) will revert to the defaults of
Heading 1, Heading 2, and so on when you load styles this way. You
will need to change these back to your custom heading styles. This is a
bug.
Deleting styles
You cannot remove (delete) any of OOo’s predefined styles from a document or
template, even if they are not in use.
You can remove any user-defined (custom) styles; but before you do, you should make
sure the styles are not in use. If an unwanted style is in use, you will want to replace
it with a substitute style.
To delete unwanted styles, right-click on them (one at a time) in the Styles and
Formatting window and click Delete on the pop-up menu.
If the style is in use, you receive a warning message.
Caution Make sure the style is not in use before deletion. Otherwise, all
objects with that style will return to the default style and retain their
formatting as manual formatting. This can be a problem in a long
document.
If the style is not in use, you receive a confirmation message; click Yes.
64 Getting Started with OpenOffice.org 3.3

Using a template to create a document
To use a template to create a document:
1) From the main menu, choose File > New > Templates and Documents. The
Templates and Documents dialog opens.
2) In the box on the left, click the Templates icon if it is not already selected. A
list of template folders appears in the center box.
3) Double-click the folder that contains the template that you want to use. A list
of all the templates contained in that folder appears in the center box.
4) Select the template that you want to use. You can preview the selected
template or view the template’s properties:
•To preview the template, click the Preview icon . A preview of the
template appears in the box on the right.
•To view the template’s properties, click the Document Properties icon
. The template’s properties appear in the box on the right.
5) Click Open. The Templates and Documents dialog closes and a new document
based on the selected template opens in OOo. You can then edit and save the
new document just as you would any other document.
Figure 53: Templates and Documents window
Chapter 3 Using Styles and Templates 65

Creating a template
You can create your own templates in two ways: from a document, and using a
wizard.
Creating a template from a document
To create a template from a document:
1) Open a new or existing document of the type you want to make into a template
(text document, spreadsheet, drawing, presentation).
2) Add the content and styles that you want.
3) From the main menu, choose File > Templates > Save. The Templates dialog
opens (see Figure 54).
4) In the New template field, type a name for the new template.
5) In the Categories list, click the category to which you want to assign the
template. The category you choose has no effect on the template itself; it is
simply the folder in which you save the template. Choosing an appropriate
category makes it easier to find the template when you want to use it. For
example, you might save Impress templates under the Presentations
category.
To learn more about template folders, see “Organizing templates” on page 72.
6) Click OK to save the new template.
Figure 54: Saving a new template
Any settings that can be added to or modified in a document can be saved in a
template. For example, below are some of the settings (although not a full list) that
can be included in a Writer document and then saved as a template for later use:
•Printer settings: which printer, single sided / double sided, and paper size, and
so on
•Styles to be used, including character, page, frame, numbering and paragraph
styles
•Format and settings regarding indexes, tables, bibliographies, table of
contents
Templates can also contain predefined text, saving you from having to type it every
time you create a new document. For example, a letter template may contain your
name, address and salutation.
66 Getting Started with OpenOffice.org 3.3

You can also save menu and toolbar customizations in templates; see Chapter 14
(Customizing OpenOffice.org) for more information.
Creating a template using a wizard
You can use wizards to create templates for letters, faxes, agendas, presentations,
and Web pages.
For example, the Fax Wizard guides you through the following choices:
•Type of fax (business or personal)
•Document elements like the date, subject line (business fax), salutation, and
complementary close
•Options for sender and recipient information (business fax)
•Text to include in the footer (business fax)
To create a template using a wizard:
1) From the main menu, choose File > Wizards > [type of template required].
Figure 55. Creating a template using a wizard
2) Follow the instructions on the pages of the wizard. This process is slightly
different for each type of template, but the format is very similar.
3) In the last section of the wizard, you can specify the name and location for
saving the template. The default location is your user templates directory, but
you can choose a different location if you prefer.
4) Finally, you have the option of creating a new document from your template
immediately, or manually changing the template. For future documents, you
can re-use the template created by the wizard, just as you would use any other
template.
Chapter 3 Using Styles and Templates 67

Editing a template
You can edit a template’s styles and content, and then, if you wish, you can reapply
the template’s styles to documents that were created from that template. (Note that
you can only reapply styles. You cannot reapply content.)
To edit a template:
1) From the main menu, choose File > Templates > Edit. A standard file
browser window opens.
2) Select the template that you want to edit.
3) Edit the template just as you would any other document. To save your changes,
choose File > Save from the main menu.
Updating a document from a changed template
The next time you open a document that was created from the changed template, the
following message appears.
Figure 56. Update styles message
Click Update Styles to apply the template’s changed styles to the document. Click
Keep Old Styles if you do not want to apply the template’s changed styles to the
document (but see Caution notice below).
Caution
If you choose Keep Old Styles in the message box shown in Figure 56,
that message will not appear again the next time you open the document
after changing the template it is based on. You will not get another
chance to update the styles from the template, although you can use the
macro given in the Note below to re-enable this feature.
If you are using Writer, you can also use the Template Changer extension
(see page 71) to reactivate the template.
68 Getting Started with OpenOffice.org 3.3

Note To re-enable updating from a template:
1) Use Tools > Macros > Organize Macros > OpenOffice.org
Basic. Select the document from the list, click the expansion symbol
(+ or triangle), and select Standard. If Standard has an expansion
symbol beside it, click that and select a module.
2) If the Edit button is active, click it. If the Edit button is not active,
click New.
3) In the Basic window, enter the following:
Sub FixDocV3
' set UpdateFromTemplate
oDocSettings = ThisComponent.createInstance( _
"com.sun.star.document.Settings" )
oDocSettings.UpdateFromTemplate = True
End Sub 'FixDocV3
4) Click the Run BASIC icon, then close the Basic window.
5) Save the document.
Next time when you open this document you will have the update from
template feature back.
Adding templates using the Extension Manager
The Extension Manager provides an easy way to install collections of templates,
graphics, macros, or other add-ins that have been “packaged” into files with a .OXT
extension. See Chapter 14 (Customizing OpenOffice.org) for more about the
Extension Manager.
This Web page lists many of the available extensions:
http://extensions.services.openoffice.org/.
To install an extension, follow these steps:
1) Download an extension package and save it anywhere on your computer.
2) In OOo, select Tools > Extension Manager from the menu bar. In the
Extension Manager dialog, click Add.
3) A file browser window opens. Find and select the package of templates you
want to install and click Open. The package begins installing. You may be
asked to accept a license agreement.
4) When the package installation is complete, the templates are available for use
through File > New > Templates and Documents and the extension is listed
in the Extension Manager.
Chapter 3 Using Styles and Templates 69

Figure 57: Newly-added package of templates
Setting a default template
If you create a document by choosing File > New > Text Document (or
Spreadsheet, Presentation, or Drawing) from the main menu, OOo creates the
document from the Default template for that type of document. You can, however, set
a custom template to be the default. You can reset the default later if you choose.
Setting a custom template as the default
You can set any template to be the default, as long as it is in one of the folders
displayed in the Template Management dialog.
To set a custom template as the default:
1) From the main menu, choose File > Templates > Organize. The Template
Management dialog opens.
2) In the box on the left, select the folder containing the template that you want
to set as the default, then select the template.
3) Click the Commands button and choose Set As Default Template from the
drop-down menu.
The next time that you create a document by choosing File > New, the document will
be created from this template.
Although many important settings can be changed in the Options dialog (see Chapter
2), for example default fonts and page size, more advanced settings (such as page
margins) can only be changed by replacing the default template with a new one.
70 Getting Started with OpenOffice.org 3.3

Resetting the default template
To re-enable OOo’s Default template for a document type as the default:
1) In the Template Management dialog, click any folder in the box on the left.
2) Click the Commands button and choose Reset Default Template from the
drop-down menu.
The next time that you create a document by choosing File > New, the document will
be created from OOo’s Default template for that document type.
Associating a document with a different template
At times you might want to associate a document with a different template, or
perhaps you are working with a document that did not start from a template.
One of the major advantages of using templates is the ease of updating styles in more
than one document, as described on page 68. If you update styles by loading a new
set of styles from a different template (as described on page 63), the document has
no association with the template from which the styles were loaded—so you cannot
use this method. What you need to do is associate the document with the different
template.
You can do this in two ways. In both cases, for best results the names of styles should
be the same in the existing document and the new template. If they are not, you will
need to use Search and Replace to replace old styles with new ones. See Chapter 4
(Getting Started with Writer) for more about replacing styles using Search and
Replace.
Method 1
This method includes any graphics and wording (such as legal notices) that exists in
the new template, as well as including styles. If you do not want this material, you
need to delete it.
1) Use File > New > Templates and Documents. Choose the template you
want. If the template has unwanted text or graphics in it, delete them.
2) Open the document you want to change. (It opens in a new window.) Press
Control+A to select everything in the document. Paste into the blank document
created in step 1.
3) Update the table of contents, if there is one. Save the file.
Method 2 (Writer only)
This method does not include any graphics or text from the new template; it simply
includes styles from the new template and establishes an association between the
template and the document.
1) Download the Template Changer extension from
http://extensions.services.openoffice.org/ and install it as described on page
69.
2) Close and reopen OpenOffice.org. Now the File > Templates menu has two
new choices in Writer: Assign Template (current document) and Assign
Template (folder). In Calc, Impress, and Draw, only the Assign Template
(folder) choice is available.
3) Open the document whose template you want to change. Choose File >
Templates > Assign Template (current document).
Chapter 3 Using Styles and Templates 71

4) In the Select Template window, find and select the required template and click
Open.
5) Save the document. If you now look in File > Properties, you will see the new
template listed at the bottom of the General page.
Organizing templates
OOo can only use templates that are in OOo template folders. You can create new
OOo template folders and use them to organize your templates. For example, you
might have one template folder for report templates and another for letter templates.
You can also import and export templates.
To begin, choose File > Templates > Organize from the main menu. The Template
Management dialog opens.
Note
All the actions made by the Commands button in the Template
Management dialog can be made as well by right-clicking on the
templates or the folders.
Creating a template folder
To create a template folder:
1) In the Template Management dialog, click any folder.
2) Click the Commands button and choose New from the drop-down menu. A
new folder called Untitled appears.
3) Type a name for the new folder, and then press Enter. OOo saves the folder
with the name that you entered.
Deleting a template folder
You cannot delete template folders supplied with OOo or installed using the
Extension Manager; you can only delete template folders that you have created.
To delete a template folder that you have created:
1) In the Template Management dialog, select the folder that you want to delete.
2) Click the Commands button and choose Delete from the drop-down menu. A
message box appears and asks you to confirm the deletion. Click Yes.
Moving a template
To move a template from one template folder to another template folder:
1) In the Template Management dialog, double-click the folder that contains the
template you want to move. A list of the templates contained in that folder
appears underneath the folder name.
2) Click the template that you want to move and drag it to the desired folder. If
you do not have the authority to delete templates from the source folder, this
action copies the template instead of moving it.
72 Getting Started with OpenOffice.org 3.3

Deleting a template
You cannot delete templates supplied with OOo or installed using the Extension
Manager; you can only delete templates that you have created or imported.
To delete a template:
1) In the Template Management dialog, double-click the folder that contains the
template you want to delete. A list of the templates contained in that folder
appears underneath the folder name.
2) Click the template that you want to delete.
3) Click the Commands button and choose Delete from the drop-down menu. A
message box appears and asks you to confirm the deletion. Click Yes.
Importing a template
If the template that you want to use is in a different location, you must import it into
an OOo template folder.
To import a template into a template folder:
1) In the Template Management dialog, select the folder into which you want to
import the template.
2) Click the Commands button and choose Import Template from the drop-
down menu. A standard file browser window opens.
3) Find and select the template that you want to import and click Open. The file
browser window closes and the template appears in the selected folder.
4) If you want, type a new name for the template, and then press Enter.
Exporting a template
To export a template from a template folder to another location:
1) In the Template Management dialog, double-click the folder that contains the
template you want to export. A list of the templates contained in that folder
appears underneath the folder name.
2) Click the template that you want to export.
3) Click the Commands button and choose Export Template from the drop-
down menu. The Save As window opens.
4) Find the folder into which you want to export the template and click Save.
Examples of style use
The following examples of common use of page and paragraph styles are taken from
Writer. There are many other ways to use styles; see the guides for the various
components for details.
Defining a different first page for a document
Many documents, such as letters and reports, have a first page that is different from
the other pages in the document. For example, the first page of a letterhead typically
has a different header, or the first page of a report might have no header or footer,
while the other pages do. With OOo, you can define the page style for the first page
and specify the style for the following pages to be applied automatically.
Chapter 3 Using Styles and Templates 73

As an example, we can use the First Page and Default page styles that come with
OOo. Figure 58 shows what we want to happen: the first page is to be followed by the
default page, and all the following pages are to be in the Default page style. Details
are in Chapter 4 (Formatting Pages) in the Writer Guide.
Figure 58: Flow of page styles
Dividing a document into chapters
In a similar way, you can divide a document into chapters. Each chapter might start
with the First Page style, with the following pages using the Default page style, as
above. At the end of the chapter, insert a manual page break and specify the next
page to have the First Page style to start the next chapter, as shown in Figure 59.
Figure 59: Dividing a document into chapters using page styles
Changing page orientation within a document
A Writer document can contain pages in more than one orientation. A common
scenario is to have a landscape page in the middle of a document, whereas the other
pages are in a portrait orientation. This can also be done with page breaks and page
styles.
Different headers on right and left pages
Page styles can be set up to have the facing left and right pages mirrored or only
right (first pages of chapters are often defined to be right-page only) or only left.
When you insert a header on a page style set up for mirrored pages or right-and-left
pages, you can have the contents of the header be the same on all pages or be
different on the right and left pages. For example, you can put the page number on
the left-hand edge of the left pages and on the right-hand edge of the right pages, put
the document title on the right-hand page only, or make other changes.
74 Getting Started with OpenOffice.org 3.3

Controlling page breaks automatically
Writer automatically flows text from one page to the next. If you do not like the
default settings, you can change them. For example, you can require a paragraph to
start on a new page or column and specify the style of the new page. A typical use is
for chapter titles to always start on a new right-hand (odd-numbered) page.
Compiling an automatic table of contents
To compile an automatic table of contents, first apply styles to the headings you want
to appear in the contents list, then use Tools > Outline Numbering to tell Writer
which styles go with which level in the table of contents. See Chapter 4 for more
information.
Defining a sequence of styles
You can set up one paragraph style so that when you press Enter at the end of that
paragraph, the following paragraph automatically has the style you wish applied to it.
For example, you could define a Heading 1 paragraph to be followed by a Text Body
paragraph. A more complex example would be: Title followed by Author followed by
Abstract followed by Heading 1 followed by Text Body. By setting up these
sequences, you can avoid manually applying styles in most cases.
Chapter 3 Using Styles and Templates 75

Chapter 4
Getting Started with
Writer
Word Processing with OpenOffice.org
76

What is Writer?
Writer is the word processor component of OpenOffice.org (OOo). In addition to the
usual features of a word processor (spelling check, thesaurus, hyphenation,
autocorrect, find and replace, automatic generation of tables of contents and indexes,
mail merge and others), Writer provides these important features:
•Templates and styles (see Chapter 3)
•Page layout methods, including frames, columns, and tables
•Embedding or linking of graphics, spreadsheets, and other objects
•Built-in drawing tools
•Master documents—to group a collection of documents into a single document
•Change tracking during revisions
•Database integration, including a bibliography database
•Export to PDF, including bookmarks (see Chapter 10)
•And many more
These features are covered in detail in the Writer Guide.
The Writer interface
The main Writer workspace is shown in Figure 60. The menus and toolbars are
described in Chapter 1 (Introducing OpenOffice.org).
Some other features of the Writer interface are covered in this chapter.
Figure 60: The main Writer workspace in Print Layout view
Status bar
The Writer status bar provides information about the document and convenient ways
to quickly change some document features.
Chapter 4 Getting Started with Writer 77

Figure 61: Left end of status bar
Page number
Shows the current page number, the sequence number of the current page (if
different), and the total number of pages in the document. For example, if you
restarted page numbering at 1 on the third page, its page number is 1 and its
sequence number is 3.
If any bookmarks have been defined in the document, a right-click on this field
pops up a list of bookmarks; click on the required one.
To jump to a specific page in the document, double-click on this field. The
Navigator opens. Click in the Page Number field and type the sequence number of
the required page. After a brief delay, the display jumps to the selected page.
Page style
Shows the style of the current page. To change the page style, right-click on this
field. A list of page styles pops up; choose a different style by clicking on it.
To edit the current page style, double-click on this field. The Page Style dialog
opens.
Language
Shows the language for the selected text.
Click to open a menu where you can choose another language for the selected text
or for the paragraph where the cursor is located. You can also choose None (Do
not check spelling) to exclude the text from a spelling check or choose More...
to open the Character dialog.
Insert mode
Click to toggle between Insert and Overwrite modes when typing.
Selection mode
Click to toggle between STD (Standard), EXT (Extend), ADD (Add) and BLK
(Block) selection. EXT is an alternative to Shift+click when selecting text. See
“Working with text” on page 82 for more information about ADD and BLK.
Unsaved changes
An asterisk (*) appears here if changes to the document have not been saved.
Figure 62: Right end of status bar
78 Getting Started with OpenOffice.org 3.3

Digital signature
If the document has been digitally signed, an icon shows here. You can
double-click the icon to view the certificate.
Section or object information
When the cursor is on a section, heading, or list item, or when an object (such as a
picture or table) is selected, information about that item appears in this field.
Double-clicking in this area opens a relevant dialog. For details, consult the Help or
the Writer Guide.
View layout
Click an icon to change between single page, side-by-side, and book layout views.
You can edit the document in any view.
Figure 63: View layouts: single, side-by-side, book.
Zoom
To change the view magnification, drag the Zoom slider, or click on the + and –
signs, or right-click on the zoom level percent to pop up a list of magnification
values from which to choose. Zoom interacts with the selected view layout to
determine how many pages are visible in the document window.
Changing document views
Writer has several ways to view a document: Print Layout, Web Layout, and Full
Screen. To access these and other choices, go to the View menu and click on the
required view. (When in Full Screen view, press the Esc key to return to either Print
or Web Layout view.)
When in Print Layout, you can use both the Zoom slider and the View Layout icons on
the status bar. In Web Layout, you can use the Zoom slider.
Chapter 4 Getting Started with Writer 79

You can also choose View > Zoom from the menu bar to display the Zoom & View
Layout dialog, where you can set the same options as on the Status bar. In Web
Layout view, most of the choices are not available.
Figure 64: Choosing Zoom and View Layout options.
Moving quickly through a document
In addition to the navigation features of the Status bar (described above), you can use
the main Navigator window and the Navigation toolbar as described in Chapter 1
(Introducing OpenOffice.org).
In Writer, you can also display the Navigation toolbar by clicking on the small
Navigation icon near the lower right-hand corner of the window below the vertical
scroll bar, as shown in Figure 65.
Figure 65: Navigation icons
The Navigation toolbar (Figure 66) shows icons for all the object types shown in the
Navigator, plus some extras (for example, the results of a Find command).
Figure 66: Navigation toolbar
80 Getting Started with OpenOffice.org 3.3

Click an icon to select that object type. Now all the Previous and Next icons (in the
Navigator itself, in the Navigation Toolbar, and on the scroll bar) will jump to the next
object of the selected type. This is particularly helpful for finding items like index
entries, which can be difficult to see in the text. The names of the icons (shown in the
tooltips) change to match the selected category; for example, Next Graphic, Next
Bookmark, or Continue search forward.
For more uses of the Navigator in Writer, see the Writer Guide.
Working with documents
Chapter 1 (Introducing OpenOffice.org) includes instructions on starting new
documents, opening existing documents, and saving documents. Chapter 3 (Using
Styles and Templates) covers how to create a document from a template.
Saving as a Microsoft Word file
If you need to exchange files with users of Microsoft Word, they may not know how to
open and save .odt files. Microsoft Word 2007 with Service Pack 2 (SP2) can do this.
Users of Word 2003, XP, and 2000 can buy a plug-in from Oracle Corp or search on
the Web for the free OpenDocument Format (ODF) plugin from Sun Microsystems.
Some users of Microsoft Word may be unwilling or unable to receive *.odt files. (Their
employer may not allow them to install the plug-in.) In this case, you can save a
document as a Microsoft Word file.
1) Important—First save your document in the file format used by OOo Writer
(.odt). If you do not, any changes you made since the last time you saved will
appear only in the Microsoft Word version of the document.
2) Then choose File > Save As. On the Save As dialog, in the File type (or Save
as type) drop-down menu, select the type of Word format you need. Click
Save.
Figure 67. Saving a file in Microsoft Word format
Chapter 4 Getting Started with Writer 81

From this point on, all changes you make to the document will occur only in the
Microsoft Word document. You have changed the name and file type of your
document. If you want to go back to working with the .odt version of your document,
you must open it again.
Tip
To have OOo save documents by default in the Microsoft Word file
format, go to Tools > Options > Load/Save. See “Choosing options
for loading and saving documents” in Chapter 2 (Setting up
OpenOffice.org).
Working with text
Working with text (selecting, copying, pasting, moving) in Writer is similar to working
with text in any other program. OOo also has some convenient ways to select items
that are not next to each other, select a vertical block of text, and paste unformatted
text.
Selecting items that are not consecutive
To select nonconsecutive items (as shown in Figure 68) using the mouse:
1) Select the first piece of text.
2) Hold down the Control key and use the mouse to select the next piece of text.
3) Repeat as often as needed.
Now you can work with the selected text (copy it, delete it, change the style, or
whatever).
Note Macintosh users: substitute the Command key when instructions in this
chapter say to use the Control key.
Figure 68: Selecting items that are not next to each other
To select nonconsecutive items using the keyboard:
1) Select the first piece of text. (For more information about keyboard selection of
text, see the topic “Navigating and selecting with the keyboard” in the Help.)
2) Press Shift+F8. This puts Writer in “Add” mode. The word ADD appears on the
status bar.
82 Getting Started with OpenOffice.org 3.3

3) Use the arrow keys to move to the start of the next piece of text to be selected.
Hold down the Shift key and select the next piece of text.
4) Repeat as often as needed.
Now you can work with the selected text.
Press Esc to exit from this mode.
Selecting a vertical block of text
You can select a vertical block or “column” of text that is separated by spaces or tabs
(as you might see in text pasted from e-mails, program listings, or other sources),
using OOo’s block selection mode. To change to block selection mode, use Edit >
Selection Mode > Block Area, or click several times in the status bar on STD until
it changes to BLK.
Now highlight the selection, using mouse or keyboard, as shown below.
Figure 69: Selecting a vertical block of text
Cutting, copying, and pasting text
Cutting and copying text in Writer is similar to cutting and copying text in other
applications. You can use the mouse or the keyboard for these operations. You can
copy or move text within a document, or between documents, by dragging or by
using menu selections, icons, or keyboard shortcuts. You can also copy text from
other sources such as Web pages and paste it into a Writer document.
To move (cut and paste) selected text using the mouse, drag it to the new location
and release it. To copy selected text, hold down the Control key while dragging. The
text retains the formatting it had before dragging.
When you paste text, the result depends on the source of the text and how you paste
it. If you click on the Paste icon, any formatting the text has (such as bold or italics)
is retained. Text pasted from Web sites and other sources may also be placed into
frames or tables. If you do not like the results, click the Undo icon or press
Control+Z.
To make the pasted text take on the formatting of the surrounding text where it is
being pasted, choose either:
•Edit > Paste Special, or
•Click the triangle to the right of the Paste icon, or
•Click the Paste icon without releasing the left mouse button.
Then select Unformatted text from the resulting menu.
The range of choices on the Paste Special menu varies depending on the origin and
formatting of the text (or other object) to be pasted. See Figure 70 for an example
with text on the clipboard.
Chapter 4 Getting Started with Writer 83

Figure 70: Paste Special menu
Finding and replacing text and formatting
Writer has two ways to find text within a document: the Find toolbar for fast
searching and the Find & Replace dialog. In the dialog, you can:
•Find and replace words and phrases
•Use wildcards and regular expressions to fine-tune a search
•Find and replace specific formatting
•Find and replace paragraph styles
If the Find toolbar is not visible, you can display it using View
> Toolbars > Find.
To display the Find & Replace dialog, use the keyboard shortcut Control+F or choose
Edit > Find & Replace from the menu bar.
Figure 71: Expanded Find & Replace dialog
84 Getting Started with OpenOffice.org 3.3

1) Type the text you want to find in the Search for box.
2) To replace the text with different text, type the new text in the Replace with
box.
3) You can select various options such as matching the case, matching whole
words only, or doing a search for similar words.
4) When you have set up your search, click Find. To replace text, click Replace
instead.
For more information on using Find & Replace, see the Writer Guide.
Tip
If you click Find All, OOo selects all instances of the search text in the
document. Similarly, if you click Replace All, OOo replaces all
matches.
Caution Use Replace All with caution; otherwise, you may end up with some
hilarious (and highly embarrassing) mistakes. A mistake with Replace
All might require a manual, word-by-word, search to fix.
Inserting special characters
A special character is one not found on a standard English keyboard. For example, ©
¾ æ ç ñ ö ø ¢ are all special characters. To insert a special character:
1) Place the cursor where you want the character to appear.
2) Choose Insert > Special Character to open the Special Characters dialog.
3) Select the characters (from any font or mixture of fonts) you wish to insert, in
order, then click OK. The selected characters are shown in the lower left of the
dialog. As you select a character, it is shown on the lower right, along with its
numerical code.
Note Different fonts include different special characters. If you do not find a
particular special character, try changing the Font selection.
Figure 72: The Special Characters dialog, where you can insert special characters.
Chapter 4 Getting Started with Writer 85

Inserting dashes and non-breaking spaces and hyphens
To prevent two words from being separated at the end of a line, press
Control+Shift+spacebar after the first word to insert a non-breaking space.
In cases where you do not want the hyphen to appear at the end of a line, for example
in a number such as 123-4567, you can press Control+Shift+minus sign to insert a
non-breaking hyphen.
To enter en and em dashes, you can use the Replace dashes option on the Options tab
under Tools > AutoCorrect Options. This option replaces two hyphens, under
certain conditions, with the corresponding dash.
– is an en-dash; that is, a dash the width of the letter “n” in the font you are
using. Type at least one character, a space, one or two hyphens, another space,
and at least one more letter, then a space. The one or two hyphens will be
replaced by an en-dash.
— is an em-dash; that is, a dash the width of the letter “m” in the font you are
using. Type at least one character, two hyphens, and at least one more
character, then a space. The two hyphens will be replaced by an em-dash.
See the Help for more details. For other methods of inserting dashes, see the Writer
Guide.
Setting tab stops and indents
The horizontal ruler shows both the default tab stops and any tab stops that you have
defined. Tab settings affect indentation of full paragraphs (using the Increase Indent
and Decrease Indent icons on the Formatting toolbar) as well as indentation of parts
of a paragraph (by pressing the Tab key on the keyboard).
Using the default tab spacing can cause formatting problems if you share documents
with other people. If you use the default tab spacing and then send the document to
someone else who has chosen a different default tab spacing, tabbed material will
change to use the other person’s settings. This may cause major formatting problems.
Instead of using the defaults, define your own tab settings, as described in this
section.
To define indents and tab settings for one or more selected paragraphs, double-click
on a part of the ruler that is not between the left and right indent icons to open the
Indents & Spacing page of the Paragraph dialog. Double-click anywhere between the
left and right indent icons on the ruler to open the Tabs page of the Paragraph dialog.
A better strategy is to define tabs for the paragraph style. See Chapters 6 and 7 in
the Writer Guide for more information.
Tip
Using tabs to space out material on a page is not recommended.
Depending on what you are trying to accomplish, a table is usually a
better choice.
Changing the default tab stop interval
Note
Any changes to the default tab setting will affect the existing default
tab stops in any document you open afterward, as well as tab stops you
insert after making the change.
86 Getting Started with OpenOffice.org 3.3

To set the measurement unit and the spacing of default tab stop intervals, go to Tools
> Options > OpenOffice.org Writer > General.
Figure 73: Selecting a default tab stop interval
You can also set or change the measurement unit for rulers in the current document
by right-clicking on the ruler to open a list of units. Click on one of them to change
the ruler to that unit. The selected setting applies only to that ruler.
Figure 74: Changing the measurement unit for a ruler
Checking spelling and grammar
Writer provides a spelling checker, which can be used in two ways.
AutoSpellcheck checks each word as it is typed and displays a wavy red line
under any misspelled words. When the word is corrected, the line disappears.
To perform a separate spelling check on the document (or a text selection) click
the Spelling and Grammar button. This checks the document or selection and
opens the Spelling and Grammar dialog if any misspelled words are found.
Here are some more features of the spelling checker:
•You can right-click on a word with a wavy underline to open a context menu. If
you select from the suggested words on the menu, the selection will replace
the misspelled word in your text. Other menu options are discussed below.
•You can change the dictionary language (for example, Spanish, French or
German) on the Spelling and Grammar dialog.
•You can add a word to the dictionary. Click Add in the Spelling and Grammar
dialog and pick the dictionary to add it to.
•Click the Options button on the Spelling and Grammar dialog to open a dialog
similar to the one in Tools > Options > Language Settings > Writing Aids
described in Chapter 2. There you can choose whether to check uppercase
words and words with numbers, and you can manage custom dictionaries, that
is, add or delete dictionaries and add or delete words in a dictionary.
•On the Font tab of the Paragraph Styles dialog, you can set paragraphs to be
checked in a specific language (different from the rest of the document). See
Chapter 7 (Working with Styles) in the Writer Guide for more information.
Chapter 4 Getting Started with Writer 87

Writer does not include a grammar checker, but you can install an extension such as
Language Tool and access it from Tools > Spelling and Grammar. (See Chapter 14
for more about installing extensions.)
Language Tool adds a new menu item and submenu to the Tools menu, from which
you can configure the tool and check or recheck the document.
Using built-in language tools
Writer provides some tools that make your work easier if you mix multiple languages
within the same document or if you write documents in various languages.
The main advantage of changing the language is that you can then use the correct
dictionaries to check spelling and apply the localized versions of Autocorrect
replacement tables, thesaurus, and hyphenation rules.
You can also set the language for a paragraph or a group of characters as None. This
option is especially useful when you insert text such as web addresses or
programming language snippets that you do not want to check for spelling.
Specifying the language in character and paragraph styles is the preferred method,
because styles allow a greater level of control and make changing the language much
faster. On the Font tab of the Paragraph Styles dialog, you can specify that certain
paragraphs be checked in a language that is different from the language of the rest
of the document. See Chapter 7 (Working with Styles) in the Writer Guide for
information on how to manage the language settings of a style.
You can set the language for the whole document, for individual paragraphs, or even
for individual words and characters, all from Tools > Language on the menu bar.
Another way to change the language of a whole document is to use Tools > Options
> Language Settings > Languages. In the Default languages for documents
section of the Options dialog, you can choose a different language for all the text.
The spelling checker works only for those languages in the list that have the symbol
next to them. If you do not see the symbol next to your preferred language, you
can install the additional dictionary using Tools > Languages > More dictionaries
online.
The language used for checking spelling is also shown in the status bar, next to the
page style in use.
Using AutoCorrect
Writer’s AutoCorrect function has a long list of common misspellings and typing
errors, which it corrects automatically. For example, “hte” will be changed to “the”.
Choose Tools > AutoCorrect Options to open the AutoCorrect dialog. There you
can define which strings of text are corrected and how. In most cases, the defaults
are fine.
AutoCorrect is turned on when Writer is installed. To turn it off, uncheck Format >
AutoCorrect > While Typing.
To stop Writer replacing a specific spelling, go to the Replace tab, highlight the word
pair, and click Delete.
To add a new spelling to the list, type it into the Replace and With boxes on the
Replace tab, and click New.
88 Getting Started with OpenOffice.org 3.3

See the different tabs of the dialog for the wide variety of other options available to
fine-tune AutoCorrect.
Tip
AutoCorrect can be used as a quick way to insert special characters.
For example, (c) will be autocorrected to ©. You can add your own
special characters.
Using word completion
If Word Completion is enabled, Writer tries to guess which word you are typing and
offers to complete the word for you. To accept the suggestion, press Enter. Otherwise
continue typing.
To turn off Word Completion, select Tools > AutoCorrect Options > Word
Completion and deselect Enable word completion.
You can customize word completion from the Word Completion page of the
AutoCorrect dialog:
•Add (append) a space automatically after an accepted word
•Show the suggested word as a tip (hovering over the word) rather than
completing the text as you type
•Change the maximum number of words remembered for word completion and
the length of the smallest words to be remembered
•Delete specific entries from the word completion list
•Change the key that accepts a suggested entry—the options are Right arrow,
End key, Return (Enter), and Space bar
Note Automatic word completion only occurs after you type a word for the
second time in a document.
Using AutoText
Use AutoText to store text, tables, graphics and other items for reuse and assign
them to a key combination for easy retrieval. For example, rather than typing “Senior
Management” every time you use that phrase, you can set up an AutoText entry to
insert those words when you type “sm” and press F3.
Creating AutoText
To store some text as AutoText:
1) Type the text into your document.
2) Select the text.
3) Choose Edit > AutoText (or press Control+F3).
4) In the AutoText dialog box, type a name for the AutoText in the Name box.
Writer will suggest a one-letter shortcut, which you can change.
5) In the large box to the left, choose the category for the AutoText entry, for
example My AutoText.
6) Click the AutoText button on the right and select New (text only) from the
menu.
7) Click Close to return to your document.
Chapter 4 Getting Started with Writer 89

Tip
If the only option under the AutoText button is Import, either you have
not entered a name for your AutoText or there is no text selected in the
document.
AutoText is especially powerful when assigned to fields. See Chapter 14 (Working
with Fields) in the Writer Guide for more information.
Inserting AutoText
To insert AutoText, type the shortcut and press F3.
Formatting text
Using styles is recommended
Styles are central to using Writer. Styles enable you to easily format your document
consistently, and to change the format with minimal effort. A style is a named set of
formatting options. Writer defines several types of styles, for different types of
elements: characters, paragraphs, pages, frames, and lists. See Chapter 3 (Using
Styles and Templates) in this book and Chapters 6 and 7 in the Writer Guide.
Formatting paragraphs
You can apply many formats to paragraphs using the buttons on the Formatting
toolbar. Figure 75 shows the Formatting toolbar as a floating toolbar, customized to
show only the icons for paragraph formatting. The appearance of the icons may vary
with your operating system and the selection of icon size and style in Tools >
Options > OpenOffice.org > View.
1Open Styles and
Formatting Window
5Align Right 10 Numbering On/Off
6Justified 11 Bullets On/Off
2Apply Style 7Line Spacing: 1 12 Decrease Indent
3Align Left 8Line Spacing: 1.5 13 Increase Indent
4Centered 9Line Spacing: 2 14 Paragraph format dialog
Figure 75: Formatting toolbar, showing icons for paragraph formatting
Formatting characters
You can apply many formats to characters using the buttons on the Formatting
toolbar. Figure 76 shows the Formatting toolbar, customized to include only the icon
for character formatting.
The appearance of the icons may vary with your operating system and the selection
of icon size and style in Tools > Options > OpenOffice.org > View.
90 Getting Started with OpenOffice.org 3.3

1Open Styles and
Formatting Window
6Italic 12 Font Color
7Underline 13 Highlighting
2Apply Style 8Superscript 14 Background Color
3Font Name 9Subscript 15 Open Character
Format Dialog
4Font Size 10 Increase Font
5Bold 11 Reduce Font
Figure 76: Formatting toolbar, showing icons for character formatting
Tip To remove manual formatting, select the text and choose Format >
Default Formatting, or right-click and choose Default Formatting.
Autoformatting
You can set Writer to automatically format parts of a document according to the
choices made on the Options page of the AutoCorrect dialog (Tools > AutoCorrect
Options).
Tip If you notice unexpected formatting changes occurring in your
document, this is the first place to look for the cause.
Some common unwanted or unexpected formatting changes include:
•Horizontal lines. If you type three or more hyphens (---), underscores (___) or
equal signs (===) on a line and then press Enter, the paragraph is replaced by
a horizontal line as wide as the page. The line is actually the lower border of
the preceding paragraph.
•Bulleted and numbered lists. A bulleted list is created when you type a hyphen
(-), star (*), or plus sign (+), followed by a space or tab at the beginning of a
paragraph. A numbered list is created when you type a number followed by a
period (.), followed by a space or tab at the beginning of a paragraph.
Automatic numbering is only applied to paragraphs formatted with the Default,
Text body or Text body indent paragraph styles.
To turn autoformatting on or off, choose Format > AutoCorrect and select or
deselect the items on the list.
Creating numbered or bulleted lists
There are several ways to create numbered or bulleted lists:
•Use autoformatting, as described above.
•Use list (numbering) styles, as described in Chapters 6 (Introduction to Styles)
and 7 (Working with Styles) in the Writer Guide.
•Use the Numbering and Bullets icons on the paragraph formatting toolbar (see
Figure 75): select the paragraphs in the list, and then click the appropriate
icon on the toolbar.
Chapter 4 Getting Started with Writer 91

Note It is a matter of personal preference whether you type your information
first, then apply Numbering/Bullets, or apply them as you type.
Using the Bullets and Numbering toolbar
You can create nested lists (where one or more list items has a sub-list under it, as in
an outline) by using the buttons on the Bullets and Numbering toolbar (Figure 77).
You can move items up or down the list, or create sub-points, and even change the
style of bullets. Use View > Toolbars > Bullets and Numbering to see the toolbar.
The appearance of the icons may vary with your operating system and the selection
of icon size and style in Tools > Options > OpenOffice.org > View.
1Bullets On/Off 6Promote One Level with
Subpoints
10 Move Down
2Numbering On/Off 11 Move Up with Subpoints
3Numbering Off 7Demote One Level with
Subpoints
12 Move Down with Subpoints
4Promote One Level 8Insert Unnumbered Entry 13 Restart Numbering
5Demote One Level 9Move Up 14 Bullets and Numbering
Figure 77: Bullets and Numbering toolbar
Hyphenating words
You have several choices regarding hyphenation: let Writer do it automatically (using
its hyphenation dictionaries), insert conditional hyphens manually where necessary,
or don’t hyphenate at all.
Automatic hyphenation
To turn automatic hyphenation of words on
or off:
1) Press F11 (z+T on Mac) to open the
Styles and Formatting window.
2) On the Paragraph Styles page of the
Styles and Formatting window (Figure
78), right-click on Default and select
Modify.
3) On the Paragraph Style dialog (Figure
79), go to the Text Flow page.
4) Under Hyphenation, select or deselect
the Automatically option. Click OK
to save.
92 Getting Started with OpenOffice.org 3.3
Figure 78: Modifying a style

Figure 79: Turning on automatic hyphenation
Note
Turning on hyphenation for the Default paragraph style affects all other
paragraph styles that are based on Default. You can individually change
other styles so that hyphenation is not active; for example, you might
not want headings to be hyphenated. Any styles that are not based on
Default are not affected. See Chapter 3 (Styles and Templates) for more
about styles based on other styles)
You can also set hyphenation choices through Tools > Options > Language
Settings > Writing Aids. In Options, near the bottom of the dialog, scroll down to
find the hyphenation settings.
Figure 80: Setting hyphenation options
To change the minimum number of characters for hyphenation, the minimum number
of characters before a line break, or the minimum number of characters after a line
break, select the item, and then click the Edit button in the Options section.
Hyphenation options set on the Writing Aids dialog are effective only if hyphenation
is turned on through paragraph styles.
Manual hyphenation
To manually hyphenate words, do not use a normal hyphen, which will remain visible
even if the word is no longer at the end of a line when you add or delete text or
change margins or font size. Instead, use a conditional hyphen, which is visible only
when required.
To insert a conditional hyphen inside a word, click where you want the hyphen to
appear and press Control+hyphen. The word will be hyphenated at this position
when it is at the end of the line, even if automatic hyphenation for this paragraph is
switched off.
Chapter 4 Getting Started with Writer 93

Formatting pages
Writer provides several ways for you to control page layouts: page styles, columns,
frames, tables, and sections. For more information, see Chapter 4 (Formatting Pages)
in the Writer Guide.
Tip
Page layout is usually easier if you show text, object, table, and section
boundaries in Tools > Options > OpenOffice.org > Appearance,
and paragraph ends, tabs, breaks, and other items in Tools > Options
> OpenOffice.org Writer > Formatting Aids.
Which layout method to choose?
The best layout method varies depending on what the final document should look like
and what sort of information will be in the document. Here are some examples.
For a book similar to this user guide, with
one column of text, some figures without text
beside them, and some other figures with
descriptive text, use page styles for basic
layout, and tables to place figures beside
descriptive text when necessary.
For an index or other document with two
columns of text, where the text continues
from the left-hand column to the right-hand
column and then to the next page, all in
sequence (also known as “snaking columns”
of text), use page styles (with two columns).
If the title of the document (on the first page)
is full-page width, put it in a single-column
section.
94 Getting Started with OpenOffice.org 3.3

For a newsletter with complex layout, two or
three columns on the page, and some articles
that continue from one page to some place
several pages later, use page styles for basic
layout. Place articles in linked frames and
anchor graphics to fixed positions on the
page if necessary.
For a document with terms and translations
to appear side-by-side in what appear to be
columns, use a table to keep items lined up,
and so you can type in both “columns”.
Creating headers and footers
A header is an area that appears at the top of a page. A footer appears at the bottom
of the page. Information such as page numbers inserted into a header or footer
displays on every page of the document with that page style.
To insert a header, choose Insert > Header > Default (or the page style, if not
Default).
Other information such as document titles and chapter titles is often put into the
header or footer. These items are best added as fields. That way, if something
changes, the headers and footers are updated automatically. Here is one common
example.
To insert the document title into the header:
1) Choose File > Properties > Description and type a title for your document.
2) Add a header (Insert > Header > Default).
3) Place the cursor in the header part of the page.
4) Choose Insert > Fields > Title. The title should appear on a gray
background (which does not show when printed and can be turned off).
Chapter 4 Getting Started with Writer 95

5) To change the title for the whole document, go back to File > Properties >
Description.
Fields are covered in detail in Chapter 14 (Working with Fields) in the Writer Guide.
For more about headers and footers, see Chapter 4 (Formatting Pages) and Chapter 6
(Introduction to Styles) in the Writer Guide.
Numbering pages
To automatically number pages:
1) Insert a header or footer, as described in “Creating headers and footers” on
page 95.
2) Place the cursor in the header or footer where you want the page number to
appear and choose Insert > Fields > Page Number.
Including the total number of pages
To include the total number of pages (as in “page 1 of 12”):
1) Type the word “page” and a space, then insert the page number as above.
2) Press the spacebar once, type the word “of” and a space, then choose Insert >
Fields > Page Count.
Note
The Page Count field inserts the total number of pages in the
document, as shown on the Statistics tab of the document’s Properties
window (File > Properties). If you restart page numbering anywhere
in the document, then the total page count may not be what you want.
See Chapter 4 (Formatting Pages) in the Writer Guide for more
information.
Restarting page numbering
Often you will want to restart the page numbering at 1, for example on the page
following a title page or a table of contents. In addition, many documents have the
“front matter” (such as the table of contents) numbered with Roman numerals and
the main body of the document numbered in Arabic numerals, starting with 1.
You can restart page numbering in two ways.
Method 1:
1) Place the cursor in the first paragraph of the new page.
2) Choose Format > Paragraph.
3) On the Text Flow tab of the Paragraph dialog (Figure 81), select Breaks.
4) Select Insert and then With Page Style and specify the page style to use.
5) Specify the page number to start from, and then click OK.
Tip
Method 1 is also useful for numbering the first page of a document with
a page number greater than 1. For example, you may be writing a book,
with each chapter in a separate file. Chapter 1 may start with page 1,
but Chapter 2 could begin with page 25 and Chapter 3 with page 51.
96 Getting Started with OpenOffice.org 3.3

Figure 81: Specifying a page break before a paragraph
Method 2:
1) Insert > Manual break.
2) By default, Page break is selected on the Insert Break dialog (Figure 82).
3) Choose the required page Style.
4) Select Change page number.
5) Specify the page number to start from, and then click OK.
Figure 82: Restarting page numbering
after a manual page break
Changing page margins
You can change page margins in two ways:
•Using the page rulers—quick and easy, but does not have fine control
•Using the Page Style dialog—can specify margins to two decimal places
Note
If you change the margins using the rulers, the new margins affect the
page style and will be shown in the Page Style dialog the next time you
open it.
Because the page style is affected, the changed margins apply to all
pages using that style.
Chapter 4 Getting Started with Writer 97

To change margins using the rulers:
1) The gray sections of the rulers are the margins. Put the mouse cursor over the
line between the gray and white sections. The pointer turns into a double-
headed arrow.
2) Hold down the left mouse button and drag the mouse to move the margin.
Figure 83: Moving the margins
Tip
The small arrows on the ruler are used for indenting paragraphs. They
are often in the same place as the page margins, so you need to be
careful to move the margin marker, not the arrows. Place the mouse
pointer between the arrows and, when the pointer turns into a double-
headed arrow, you can move the margin (the indent arrows will move
with it).
To change margins using the Page Style dialog:
1) Right-click anywhere on the page and select Page from the pop-up menu.
2) On the Page tab of the dialog, type the required distances in the Margins
boxes.
Adding comments to a document
Authors and reviewers often use comments (formerly called “notes”) to exchange
ideas, ask for suggestions, or mark items needing attention.
To insert a comment in the text, place the cursor in the place the comment refers to
and choose Insert > Comment or press Ctrl+Alt+N. The anchor point of the
comment is connected by a dotted line to a box on the right-hand side of the page
where you can type the text of the comment. Writer automatically adds at the bottom
of the comment the author’s name and a time stamp indicating when the comment
was created. Figure 84 shows an example of text with comments from two different
authors.
Choose Tools > Options > User Data to configure the name you want to appear in
the Author field of the comment, or to change it.
If more than one person edits the document, each author is automatically allocated a
different background color.
Right-clicking on a comment pops up a menu where you can delete the current
comment, all the comments from the same author, or all the comments in the
document. From this menu, you can also apply some basic formatting to the text of
the comment. You can also change the font type, size, and alignment from the main
menu.
98 Getting Started with OpenOffice.org 3.3

Figure 84: Example of comments
To navigate from one comment to another, open the Navigator (F5), expand the
Comments section, and click on the comment text to move the cursor to the anchor
point of the comment in the document. Right-click on the comment to quickly edit or
delete it.
You can also navigate through the comments using the keyboard. Use
Ctrl+Alt+Page Down to move to the next comment and Ctrl+Alt+Page Up to move to
the previous comment.
Creating a table of contents
Writer’s table of contents feature lets you build an automated table of contents from
the headings in your document. Before you start, make sure that the headings are
styled consistently. For example, you can use the Heading 1 style for chapter titles
and the Heading 2 and Heading 3 styles for chapter subheadings.
Although tables of contents can be customized extensively in Writer, often the default
settings are all you need. Creating a quick table of contents is simple:
1) When you create your document, use the following paragraph styles for
different heading levels (such as chapter and section headings): Heading 1,
Heading 2, Heading 3, and so on. These are what will appear in your table of
contents.
2) Place the cursor where you want the table of contents to be inserted.
3) Choose Insert > Indexes and Tables > Indexes and Tables.
4) Change nothing in the Insert Index/Table dialog. Click OK.
If you add or delete text (so that headings move to different pages) or you add,
delete, or change headings, you need to update the table of contents.
To do this:
1) Place the cursor within the table of contents.
2) Right-click and choose Update Index/Table from the pop-up menu.
Note
If you cannot place your cursor in the table of contents, choose Tools >
Options > OpenOffice.org Writer > Formatting Aids, and then
select Enable in the Cursor in protected areas section.
Chapter 4 Getting Started with Writer 99

You can customize an existing table of contents at any time. Right-click anywhere in it
and choose Edit Index/Table from the pop-up menu. Chapter 12 (Creating Tables of
Contents, Indexes and Bibliographies) of the Writer Guide describes in detail all the
customizations you can choose.
Creating indexes and bibliographies
Indexes and bibliographies work in a similar way to tables of contents. Chapter 12
(Creating Tables of Contents, Indexes and Bibliographies) in the Writer Guide
describes the process in detail.
In addition to alphabetical indexes, other types of indexes supplied with Writer
include those for illustrations, tables, and objects, and you can even create a user-
defined index. For example, you might want an index containing only the scientific
names of species mentioned in the text, and a separate index containing only the
common names of species. Before creating some types of indexes, you first need to
create index entries embedded in your Writer document.
Working with graphics
Graphics in Writer are of three basic types:
•Image files, including photos, drawings, scanned images, and others
•Diagrams created using OOo’s drawing tools
•Charts created using OOo’s Chart facility
See Chapter 11 (Graphics, the Gallery, and Fontwork) in this book and Chapter 8
(Working with Graphics) in the Writer Guide.
Printing
See Chapter 10 (Printing, Exporting, and E-mailing) in this book and Chapter 5
(Printing, Exporting, Faxing, and E-mailing) in the Writer Guide for details on
previewing pages before printing, selecting print options, printing in black and white
on a color printer, printing brochures, and other printing features.
Using mail merge
Writer provides very useful features to create and print:
•Multiple copies of a document to send to a list of different recipients (form
letters)
•Mailing labels
•Envelopes
All these facilities use a registered data source (a spreadsheet or database containing
the name and address records and other information).
Chapter 11 (Using Mail Merge) in the Writer Guide describes the process.
100 Getting Started with OpenOffice.org 3.3

Tracking changes to a document
You can use several methods to keep track of changes made to a document.
1) Make your changes to a copy of the document (stored in a different folder, or
under a different name, or both), then use Writer to combine the two files and
show the differences. Choose Edit > Compare Document. This technique is
particularly useful if you are the only person working on the document, as it
avoids the increase in file size and complexity caused by the other methods.
2) Save versions that are stored as part of the original file. However, this method
can cause problems with documents of non-trivial size or complexity, especially
if you save a lot of versions. Avoid this method if you can.
3) Use Writer’s change marks (often called “redlines” or “revision marks”) to
show where you have added or deleted material, or changed formatting.
Choose Edit > Changes > Record. Later, you or another person can review
and accept or reject each change. Right-click on an individual change and
choose Accept Change or Reject Change from the pop-up menu, or choose
Edit > Changes > Accept or Reject to view the list of changes and accept or
reject them. Details are in the Writer Guide.
Tip
Not all changes are recorded. For example, changing a tab stop from
align left to align right, and changes in formulas (equations) or linked
graphics are not recorded.
Using fields
Fields are extremely useful features of Writer. They are used for data that changes in
a document (such as the current date or the total number of pages) and for inserting
document properties such as name, author, and date of last update. Fields are the
basis of cross-referencing (see below); automatic numbering of figures, tables,
headings, and other elements; and a wide range of other functions—far too many to
describe here. See Chapter 14 (Working with Fields) in the Writer Guide for details.
Linking to another part of a document
If you type in cross-references to other parts of a document, those references can
easily get out of date if you reorganize the order of topics, add or remove material, or
reword a heading. Writer provides two ways to ensure that your references are up to
date, by inserting links to other parts of the same document or to a different
document:
•Hyperlinks
•Cross-references
The two methods have the same result if you Control+click the link when the
document is open in Writer: you are taken directly to the cross-referenced item.
However, they also have major differences:
•The text in a hyperlink does not automatically update if you change the text of
the linked item (although you can change it manually), but changed text does
automatically update in a cross-reference.
Chapter 4 Getting Started with Writer 101

•When using a hyperlink, you do not have a choice of the content of the link (for
example text or page number), but when using a cross-reference, you have
several choices, including bookmarks.
•To hyperlink to an object such as a graphic, and have the hyperlink show
useful text such as Figure 6, you need to either give such an object a useful
name instead of leaving it as the default name (“Graphics6”), or you need to
use the Hyperlink dialog to modify the visible text. In contrast, cross-
references to figures with captions automatically show useful text, and you
have a choice of several variations of the name.
•If you save a Writer document to HTML, hyperlinks remain active but cross-
references do not. (Both remain active when the document is exported to PDF.)
Using hyperlinks
The easiest way to insert a hyperlink to another part of the same document is by
using the Navigator:
1) Open the document containing the items you want to cross-reference.
2) Open the Navigator by clicking its icon, choosing View > Navigator, or
pressing F5.
3) Click the arrow next to the Drag Mode icon, and choose Insert as Hyperlink.
4) In the list at the bottom of the Navigator, select the document containing the
item that you want to cross-reference.
5) In the Navigator list, select the item that you want to insert as a hyperlink.
6) Drag the item to where you want to insert the hyperlink in the document. The
name of the item is inserted in the document as an active hyperlink.
Figure 85: Inserting a hyperlink using the Navigator
You can also use the Hyperlink dialog to insert and modify hyperlinks within and
between documents. See Chapter 12 (Creating Web Pages).
Using cross-references
If you type in references to other parts of the document, those references can easily
get out of date if you reword a heading, add or remove figures, or reorganize topics.
Replace any typed cross-references with automatic ones and, when you update fields,
all the references will update automatically to show the current wording or page
102 Getting Started with OpenOffice.org 3.3

numbers. The Cross-references tab of the Fields dialog lists some items, such as
headings, bookmarks, figures, tables, and numbered items such as steps in a
procedure. You can also create your own reference items; see “Setting References” in
Chapter 14 (Working with Fields) in the Writer Guide for instructions.
To insert a cross-reference to a heading, figure, bookmark, or other item:
1) In your document, place the cursor where you want the cross-reference to
appear.
2) If the Fields dialog is not open, click Insert > Cross-reference. On the Cross-
references tab, in the Type list, select the type of item to be referenced (for
example, Heading or Figure). You can leave this page open while you insert
many cross-references.
Figure 86: The Cross-references tab of the Fields dialog
3) Click on the required item in the Selection list, which shows all the items of
the selected type. In the Format list, choose the format required. Usually this
will be Reference (to insert the full text of the heading or caption), Category
and Number (to insert the word “Figure” or “Table” and its number, but
without the caption text), Numbering (to insert only the figure or table
number, without the word “Figure” or “Table”), or Page (to insert the number
of the page the referenced text is on). Click Insert.
Using bookmarks
Bookmarks are listed in the Navigator and can be accessed directly from there with a
single mouse click. You can cross-reference to bookmarks and create hyperlinks to
bookmarks, as described above.
1) Select the text you want to bookmark. Click Insert > Bookmark.
2) On the Insert Bookmark dialog, the larger box lists any previously defined
bookmarks. Type a name for this bookmark in the top box, and then click OK.
Chapter 4 Getting Started with Writer 103

Figure 87: Inserting a bookmark
Using master documents
Master documents are typically used for producing long documents such as a book, a
thesis, or a long report; or when different people are writing different chapters or
other parts of the full document, so you don’t need to share files. A master document
joins separate text documents into one larger document, and unifies the formatting,
table of contents (TOC), bibliography, index, and other tables or lists.
Yes, master documents do work in Writer. However, until you become familiar with
them, you may think that master documents are unreliable or difficult to use. See
Chapter 13 (Working with Master Documents) in the Writer Guide.
Creating fill-in forms
A standard text document displays information: a letter, report, or brochure, for
example. Typically the reader may edit everything or nothing in any way. A form has
sections that are not to be edited, and other sections that are designed for the reader
to make changes. For example, a questionnaire has an introduction and questions
(which do not change) and spaces for the reader to enter answers.
Forms are used in three ways:
•To create a simple document for the recipient to complete, such as a
questionnaire sent out to a group of people who fill it in and return it.
•To link into a database or data source and allow the user to enter information.
Someone taking orders might enter the information for each order into a
database using a form.
•To view information held in a database or data source. A librarian might call up
information about books.
Writer offers several ways to fill information into a form, including check boxes,
option buttons, text boxes, pull-down lists and spinners. See Chapter 15 (Using Forms
in Writer) in the Writer Guide.
104 Getting Started with OpenOffice.org 3.3

Chapter 5
Getting Started with Calc
Using Spreadsheets in OpenOffice.org
105

What is Calc?
Calc is the spreadsheet component of OpenOffice.org (OOo). You can enter data
(usually numerical) in a spreadsheet and then manipulate this data to produce certain
results.
Alternatively you can enter data and then use Calc in a ‘What if...’ manner by
changing some of the data and observing the results without having to retype the
entire spreadsheet.
Other features provided by Calc include:
•Functions, which can be used to create formulas to perform complex
calculations on data
•Database functions, to arrange, store, and filter data
•Dynamic charts; a wide range of 2D and 3D charts
•Macros, for recording and executing repetitive tasks
•Ability to open, edit, and save Microsoft Excel spreadsheets
•Import and export of spreadsheets in multiple formats, including HTML, CSV,
PDF, and PostScript
Note
If you want to use macros written in Microsoft Excel using the VBA
macro code in OOo, you must first edit the code in the OOo Basic IDE
editor. See Chapter 13 (Getting Started with Macros) in this book and
Chapter 12 in the Calc Guide.
Spreadsheets, sheets and cells
Calc works with documents called spreadsheets. Spreadsheets consist of a number of
individual sheets, each sheet containing cells arranged in rows and columns. A
particular cell is identified by its row number and column letter.
Cells hold the individual elements—text, numbers, formulas, and so on—that make up
the data to display and manipulate.
Each spreadsheet can have many sheets, and each sheet can have many individual
cells. In Calc 3.3, each sheet can have a maximum of 1,048,576 rows (65,536 rows in
Calc 3.2 and earlier) and a maximum of 1024 columns.
106 Getting Started with OpenOffice.org 3.3

Parts of the main Calc window
When Calc is started, the main window looks similar to Figure 88.
Figure 88: Parts of the Calc window
Title bar
The Title bar, located at the top, shows the name of the current spreadsheet. When
the spreadsheet is newly created, its name is Untitled X, where X is a number. When
you save a spreadsheet for the first time, you are prompted to enter a name of your
choice.
Menu bar
Under the Title bar is the Menu bar. When you choose one of the menus, a submenu
appears with other options. You can modify the Menu bar, as discussed in Chapter 14
(Customizing OpenOffice.org).
Toolbars
Three toolbars are located under the Menu bar by default: the Standard toolbar, the
Formatting toolbar, and the Formula Bar.
The icons (buttons) on these toolbars provide a wide range of common commands
and functions. You can also modify these toolbars, as discussed in Chapter 14
(Customizing OpenOffice.org).
In the Formatting toolbar, the three boxes on the left are the Apply Style, Font
Name, and Font Size lists. They show the current setting for the selected cell or
area. (The Apply Style list may not be visible by default.) Click the down-arrow to the
right of each box to open the list.
Chapter 5 Getting Started with Calc 107

Figure 89. Apply Style, Font Name and Font Size lists
Formula bar
On the left hand side of the Formula bar is a small text box, called the Name Box,
with a letter and number combination in it, such as D7. This combination, called the
cell reference, is the column letter and row number of the selected cell.
Figure 90. Formula Bar
To the right of the Name box are the the Function Wizard, Sum, and Function
buttons.
Clicking the Function Wizard button opens a dialog from which you can search
through a list of available functions This can be very useful because it also shows how
the functions are formatted.
In a spreadsheet the term function covers much more than just mathematical
functions. See Chapter 7 in the Calc Guide for more details.
Clicking the Sum button inserts a formula into the current cell that totals the
numbers in the cells above the current cell. If there are no numbers above the
current cell, then the cells to the left are placed in the Sum formula.
Clicking the Function button inserts an equals (=) sign into the selected cell and the
Input line, thereby enabling the cell to accept a formula.
When you enter new data into a cell, the Sum and Equals buttons change to Cancel
and Accept buttons .
The contents of the current cell (data, formula, or function) are displayed in the
Input line, which forms the remainder of the Formula Bar. You can edit the contents
of the current cell on the Input line or in the cell itself. To edit on the Input line, click
in the line, then type your changes. To edit within the current cell, just double-click
the cell.
108 Getting Started with OpenOffice.org 3.3

Individual cells
The main section of the screen displays the cells in the form of a grid, with each cell
being at the intersection of a column and a row.
At the top of the columns and at the left end of the rows are a series of gray boxes
containing letters and numbers. These are the column and row headers. The columns
start at A and go on to the right, and the rows start at 1 and go down.
These column and row headers form the cell references that appear in the Name Box
on the Formula Bar (Figure 90). You can turn these headers off by selecting View >
Column & Row Headers.
Sheet tabs
At the bottom of the grid of cells are the sheet tabs. These tabs enable access to each
individual sheet, with the visible (active) sheet having a white tab. From Calc 3.3, you
can choose colors for the different sheet tabs.
Clicking on another sheet tab displays that sheet, and its tab turns white. You can
also select multiple sheet tabs at once by holding down the Control key while you
click the names.
Status bar
At the very bottom of the Calc window is the status bar, which provides information
about the spreadsheet and convenient ways to quickly change some of its features.
Most of the fields are similar to those in other components of OOo; see Chapter 1
(Introducing OpenOffice.org) in this book and Chapter 1 (Introducing Calc) in the
Calc Guide.
Figure 91: Left end of Calc status bar
Figure 92: Right end of Calc status bar
Opening and saving CSV files
Chapter 1 (Introducing OpenOffice.org) includes instructions on starting new Calc
documents, opening existing documents, and saving documents.
A special case for Calc is opening and saving comma-separated-values (CSV), which
are text files that contain the cell contents of a single sheet. Each line in a CSV file
represents a row in a spreadsheet. Commas, semicolons, or other characters are used
Chapter 5 Getting Started with Calc 109

to separate the cells. Text is entered in quotation marks, numbers are entered
without quotation marks.
Opening a CSV file
To open a CSV file in Calc:
1) Choose File > Open.
2) Locate the CSV file that you want to open.
3) If the file has a *.csv extension, select the file and click Open.
4) If the file has another extension (for example, *.txt), select the file, select Text
CSV (*csv;*txt;*xls) in the File type box (scroll down into the spreadsheet
section to find it) and then click Open.
5) On the Text Import dialog (Figure 93), select the Separator options to divide
the text in the file into columns.
You can preview the layout of the imported data at the bottom of the dialog.
Right-click a column in the preview to set the format or to hide the column.
If the CSV file uses a text delimiter character that is not in the Text delimiter
list, click in the box, and type the character.
6) Click OK to open the file.
Figure 93: Text Import dialog, with Comma (,) selected as the separator and double
quotation mark (“) as the text delimiter.
110 Getting Started with OpenOffice.org 3.3

Saving as a CSV file
To save a spreadsheet as a comma separate value (CSV) file:
1) Choose File > Save As.
2) In the File name box, type a name for the file.
3) In the File type list, select Text CSV (.csv) and click Save.
You may see the message box shown below. Click Keep Current Format.
4) In the Export of text files dialog, select the options you want and then click
OK.
Figure 94: Choosing options when exporting to Text CSV
Navigating within spreadsheets
Calc provides many ways to navigate within a spreadsheet from cell to cell and sheet
to sheet. You can generally use whatever method you prefer.
Going to a particular cell
Using the mouse
Place the mouse pointer over the cell and click.
Using a cell reference
Click on the little inverted black triangle just to the right of the Name Box (Figure
90). The existing cell reference will be highlighted. Type the cell reference of the
Chapter 5 Getting Started with Calc 111

cell you want to go to and press Enter. Or just click into the Name box, backspace
over the existing cell reference and type in the cell reference you want and press
Enter.
Using the Navigator
To open the Navigator, click its icon on the Standard toolbar, or press F5, or
choose View > Navigator on the Menu bar, or double-click on the Sheet
Sequence Number in the Status Bar. Type the cell reference into the
top two fields, labeled Column and Row, and press Enter. In Figure 95 the
Navigator would select cell A7.
You can dock the Navigator to either side of the main Calc window or leave it
floating. (To dock or float the Navigator, hold down the Control key and double-
click in an empty area near the icons in the Navigator dialog .)
Figure 95: The Navigator in Calc
The Navigator displays lists of all the objects in a document, grouped into
categories. If an indicator (plus sign or arrow) appears next to a category, at least
one object of this kind exists. To open a category and see the list of items, click on
the indicator.
To hide the list of categories and show only the icons at the top, click the
Contents icon . Click this icon again to show the list.
Moving from cell to cell
In the spreadsheet, one cell normally has a darker black border. This black border
indicates where the focus is (see Figure 96). If a group of cells is selected, they have
a highlight color (usually gray), with the focus cell having a dark border.
Using the mouse
To move the focus using the mouse, simply move the mouse pointer to the cell
where you want the focus to be and click the left mouse button. This changes the
112 Getting Started with OpenOffice.org 3.3

focus to the new cell. This method is most useful when the two cells are a large
distance apart.
Figure 96. (Left) One selected cell and (right) a group of selected cells
Using the Tab and Enter keys
•Pressing Enter or Shift+Enter moves the focus down or up, respectively.
•Pressing Tab or Shift+Tab moves the focus to the right or to the left,
respectively.
Using the arrow keys
Pressing the arrow keys on the keyboard moves the focus in the direction of the
arrows.
Using Home, End, Page Up and Page Down
•Home moves the focus to the start of a row.
•End moves the focus to the column furthest to the right that contains data.
•Page Down moves the display down one complete screen and Page Up moves
the display up one complete screen.
•Combinations of Control and Alt with Home, End, Page Down, Page Up, and
the cursor keys move the focus of the current cell in other ways. See the Help
or Appendix A (Keyboard Shortcuts) in the Calc Guide for details.
Tip Use one of the four Alt+Arrow key combinations to resize a cell.
Customizing the Enter key
You can customize the direction in which the Enter key moves the focus, by selecting
Tools > Options > OpenOffice.org Calc > General.
The four choices for the direction of the Enter key are shown on the right hand side
of Figure 97. It can move the focus down, right, up, or left. Depending on the file
being used or on the type of data being entered, setting a different direction can be
useful.
The Enter key can also be used to switch into and out of editing mode. Use the first
two options under Input settings in Figure 97 to change the Enter key settings.
Chapter 5 Getting Started with Calc 113

Figure 97: Customizing the effect of the Enter key
Moving from sheet to sheet
Each sheet in a spreadsheet is independent of the others, though they can be linked
with references from one sheet to another. There are three ways to navigate between
different sheets in a spreadsheet.
Using the Navigator
When the Navigator is open (Figure 95), double-clicking on any of the listed
sheets selects the sheet.
Using the keyboard
Pressing Control+Page Down moves one sheet to the right and pressing
Control+Page Up moves one sheet to the left.
Using the mouse
Clicking on one of the sheet tabs at the bottom of the spreadsheet selects that
sheet.
If you have a lot of sheets, then some of the sheet tabs may be hidden behind the
horizontal scroll bar at the bottom of the screen. If this is the case, then the four
buttons at the left of the sheet tabs can move the tabs into view. Figure 98 shows
how to do this.
Figure 98. Sheet tab arrows
Notice that the sheets here are not numbered in order. Sheet numbering is arbitrary;
you can name a sheet as you wish.
114 Getting Started with OpenOffice.org 3.3
Move to the first sheet
Move left one sheet
Move right one sheet
Move to the last sheet
Sheet tabs

Note
The sheet tab arrows that appear in Figure 98 only appear if you have
some sheet tabs that can not be seen. Otherwise, they will appear
faded as in Figure 88.
Selecting items in a sheet or spreadsheet
Selecting cells
Cells can be selected in a variety of combinations and quantities.
Single cell
Left-click in the cell. The result will look like the left side of Figure 96. You can verify
your selection by looking in the Name box.
Range of contiguous cells
A range of cells can be selected using the keyboard or the mouse.
To select a range of cells by dragging the mouse:
1) Click in a cell.
2) Press and hold down the left mouse button.
3) Move the mouse around the screen.
4) Once the desired block of cells is highlighted, release the left mouse button.
To select a range of cells without dragging the mouse:
1) Click in the cell which is to be one corner of the range of cells.
2) Move the mouse to the opposite corner of the range of cells.
3) Hold down the Shift key and click.
To select a range of cells without using the mouse:
1) Select the cell that will be one of the corners in the range of cells.
2) While holding down the Shift key, use the cursor arrows to select the rest of
the range.
The result of any of these methods looks like the right side of Figure 96.
Tip
You can also directly select a range of cells using the Name box. Click
into the Name Box as described in “Using a cell reference” on page
111. To select a range of cells, enter the cell reference for the upper
left-hand cell, followed by a colon (:), and then the lower right-hand cell
reference. For example, to select the range that would go from A3 to
C6, you would enter A3:C6.
Range of non-contiguous cells
1) Select the cell or range of cells using one of the methods above.
2) Move the mouse pointer to the start of the next range or single cell.
3) Hold down the Control key and click or click-and-drag to select a range.
4) Repeat as necessary.
Chapter 5 Getting Started with Calc 115

Selecting columns and rows
Entire columns and rows can be selected very quickly in OOo.
Single column or row
To select a single column, click on the column identifier letter (see Figure 88).
To select a single row, click on the row identifier number.
Multiple columns or rows
To select multiple columns or rows that are contiguous:
1) Click on the first column or row in the group.
2) Hold down the Shift key.
3) Click the last column or row in the group.
To select multiple columns or rows that are not contiguous:
1) Click on the first column or row in the group.
2) Hold down the Control key.
3) Click on all of the subsequent columns or rows while holding down the Control
key.
Entire sheet
To select the entire sheet, click on the small box between the A column header and
the 1 row header.
Figure 99. Select All box
You can also press Control+A to select the entire sheet.
Selecting sheets
You can select either one or multiple sheets. It can be advantageous to select multiple
sheets at times when you want to make changes to many sheets at once.
Single sheet
Click on the sheet tab for the sheet you want to select. The active sheet becomes
white (see Figure 100).
Multiple contiguous sheets
To select multiple contiguous sheets:
1) Click on the sheet tab for the first desired sheet.
2) Move the mouse pointer over the sheet tab for the last desired sheet.
3) Hold down the Shift key and click on the sheet tab.
All the tabs between these two sheets will turn white. Any actions that you perform
will now affect all highlighted sheets.
116 Getting Started with OpenOffice.org 3.3
Select All

Multiple non contiguous sheets
To select multiple non contiguous sheets:
1) Click on the sheet tab for the first sheet.
2) Move the mouse pointer over the second sheet tab.
3) Hold down the Control key and click on the sheet tab.
4) Repeat as necessary.
The selected tabs will turn white. Any actions that you perform will now affect all
highlighted sheets.
All sheets
Right-click any one of the sheet tabs and choose Select All Sheets from the pop-up
menu.
Working with columns and rows
Inserting columns and rows
Columns and rows can be inserted individually or in groups.
Note
When you insert a single new column, it is inserted to the left of the
highlighted column. When you insert a single new row, it is inserted
above the highlighted row.
Cells in the new columns or rows are formatted like the corresponding
cells in the column or row before (or to the left of) which the new
column or row is inserted.
Single column or row
Using the Insert menu:
1) Select the cell, column or row where you want the new column or row
inserted.
2) Choose either Insert > Columns or Insert > Rows.
Using the mouse:
1) Select the cell, column or row where you want the new column or row
inserted.
2) Right-click the header of the column or row.
3) Choose Insert Rows or Insert Columns.
Multiple columns or rows
Multiple columns or rows can be inserted at once rather than inserting them one at a
time.
1) Highlight the required number of columns or rows by holding down the left
mouse button on the first one and then dragging across the required number
of identifiers.
2) Proceed as for inserting a single column or row above.
Chapter 5 Getting Started with Calc 117

Deleting columns and rows
Columns and rows can be deleted individually or in groups.
Single column or row
A single column or row can only be deleted by using the mouse:
1) Select the column or row to be deleted.
2) Right-click on the column or row header.
3) Select Delete Columns or Delete Rows from the pop-up menu.
Multiple columns or rows
Multiple columns or rows can be deleted at once rather than deleting them one at a
time.
1) Highlight the required number of columns or rows by holding down the left
mouse button on the first one and then dragging across the required number
of identifiers.
2) Proceed as for deleting a single column or row above.
Working with sheets
Like any other Calc element, sheets can be inserted, deleted, and renamed.
Inserting new sheets
There are several ways to insert a new sheet. The first step for all of the methods is
to select the sheets that the new sheet will be inserted next to. Then any of the
following options can be used.
•Choose Insert > Sheet from the menu bar.
•Right-click on the sheet tab and choose Insert Sheet.
•Click in an empty space at the end of the line of sheet tabs.
Figure 100. Creating a new sheet
Each method will open the Insert Sheet dialog (Figure 101). Here you can select
whether the new sheet is to go before or after the selected sheet and how many
sheets you want to insert. If you are inserting only one sheet, there is the opportunity
to give the sheet a name.
118 Getting Started with OpenOffice.org 3.3
Click here to insert
a new sheet

Figure 101. Insert Sheet dialog
Deleting sheets
Sheets can be deleted individually or in groups.
Single sheet
Right-click on the tab of the sheet you want to delete and choose Delete Sheet
from the pop-up menu, or chose Edit > Sheet > Delete from the menu bar.
Multiple sheets
To delete multiple sheets, select them as described earlier, then either right-click
over one of the tabs and select Delete Sheet from the pop-up menu, or choose
Edit > Sheet > Delete from the menu bar.
Renaming sheets
The default name for the a new sheet is SheetX, where X is a number. While this
works for a small spreadsheet with only a few sheets, it becomes awkward when
there are many sheets.
To give a sheet a more meaningful name, you can:
•Enter the name in the Name box when you create the sheet, or
•Right-click on a sheet tab and choose Rename Sheet from the pop-up menu;
replace the existing name with a better one.
•Double-click on a sheet tab to pop up the Rename Sheet dialog.
Note
Sheet names must start with either a letter or a number. Apart from the
first character of the sheet name, allowed characters are letters,
numbers, spaces, and the underline character. Attempting to rename a
sheet with an invalid name will produce an error message.
Chapter 5 Getting Started with Calc 119

Viewing Calc
Using zoom
Use the zoom function to change the view to show more or fewer cells in the window.
For more about zoom, see Chapter 1 (Introducing OpenOffice.org) in this book.
Freezing rows and columns
Freezing locks a number of rows at the top of a spreadsheet or a number of columns
on the left of a spreadsheet or both. Then when scrolling around within the sheet, any
frozen columns and rows remain in view.
Figure 102 shows some frozen rows and columns. The heavier horizontal line
between rows 3 and 14 and the heavier vertical line between columns C and H
denote the frozen areas. Rows 4 through 13 and columns D through G have been
scrolled off the page. The first three rows and columns remained because are frozen
into place.
Figure 102. Frozen rows and columns
You can set the freeze point at a row, a column, or both a row and a column as in
Figure 102.
Freezing single rows or columns
1) Click on the header for the row below where you want the freeze or for the
column to the right of where you want the freeze.
2) Choose Window > Freeze.
A dark line appears, indicating where the freeze is put.
Freezing a row and a column
1) Click into the cell that is immediately below the row you want frozen and
immediately to the right of the column you want frozen.
2) Choose Window > Freeze.
120 Getting Started with OpenOffice.org 3.3

Two lines appear on the screen, a horizontal line above this cell and a vertical
line to the left of this cell. Now as you scroll around the screen, everything
above and to the left of these lines will remain in view.
Unfreezing
To unfreeze rows or columns, choose Window > Freeze. The check mark by Freeze
will vanish.
Splitting the screen
Another way to change the view is by splitting the window, also known as splitting
the screen. The screen can be split either horizontally or vertically or both. You can
therefore have up to four portions of the spreadsheet in view at any one time.
Why would you want to do this? Imagine you have a large spreadsheet and one of the
cells has a number in it which is used by three formulas in other cells. Using the split
screen technique, you can position the cell containing the number in one section and
each of the cells with formulas in the other sections. Then you can change the
number in the cell and watch how it affects each of the formulas.
Figure 103. Split screen example
Splitting the screen horizontally
To split the screen horizontally:
1) Move the mouse pointer into the vertical scroll bar, on the right-hand side of
the screen, and place it over the small button at the top with the black
triangle. Immediately above this button you will see a thick black line.
Figure 104. Split screen bar on vertical scroll bar
2) Move the mouse pointer over this line and it turns into a line with two arrows.
Chapter 5 Getting Started with Calc 121
Split screen bar

Figure 105. Split screen bar on vertical
scroll bar with cursor
3) Hold down the left mouse button. A gray line appears, running across the
page. Drag the mouse downwards and this line follows.
4) Release the mouse button and the screen splits into two views, each with its
own vertical scroll bar. You can scroll the upper and lower parts independently.
Notice in Figure 103, the Beta and the A0 values are in the upper part of the window
and other calculations are in the lower part. Thus you can make changes to the Beta
and A0 values and watch their affects on the calculations in the lower half of the
window.
Tip
You can also split the screen using a menu command. Click in a cell
immediately below and to the right of where you wish the screen to be
split, and choose Window > Split.
Splitting the screen vertically
To split the screen vertically:
1) Move the mouse pointer into the horizontal scroll bar at the bottom of the
screen and place it over the small button on the right with the black triangle.
Immediately to the right of this button is a thick black line.
Figure 106: Split bar on horizontal scroll bar
2) Move the mouse pointer over this line and it turns into a line with two arrows.
3) Hold down the left mouse button, and a gray line appears, running up the
page. Drag the mouse to the left and this line follows.
4) Release the mouse button and the screen is split into two views, each with its
own horizontal scroll bar. You can scroll the left and right parts of the window
independently.
Removing split views
To remove a split view, do any of the following:
•Double-click on each split line.
•Click on and drag the split lines back to their places at the ends of the scroll
bars.
•Choose Window > Split to remove all split lines at the same time.
122 Getting Started with OpenOffice.org 3.3
Split screen bar

Entering data using the keyboard
Most data entry in Calc can be accomplished using the keyboard.
Entering numbers
Click in the cell and type in the number using the number keys on either the main
keyboard or the numeric keypad.
To enter a negative number, either type a minus (–) sign in front of it or enclose it in
parentheses (brackets), like this: (1234).
By default, numbers are right-aligned and negative numbers have a leading minus
symbol.
Note If a number beginning with 0 is entered in to a cell, Calc will drop the 0
(for example 01234 becomes 1234).
To enter a number and retain the leading 0, right-click on the cell and choose Format
Cells > Numbers. In the Format Cells dialog, under Options select the required
number of Leading zeros.
The number selected for leading zeros needs to be one higher than the digits in a
number. For example, if the number is 1234, the number entered for the leading zero
will be 5.
Figure 107: Adjusting leading zeros
Entering text
Click in the cell and type the text. Text is left-aligned by default.
Chapter 5 Getting Started with Calc 123

Entering numbers as text
A number can be entered as text to preserve a leading zero by entering an
apostrophe before the number, like this: '01481.
The data is now regarded as text by Calc and displayed exactly as entered. Typically,
formulas will treat the entry as a zero and functions will ignore it. Take care that the
cell containing the number is not used in a formula.
Note
If “smart quotes” are used for apostrophes, the apostrophe remains
visible in the cell.
To choose the type of apostrophe, use Tools > AutoCorrect > Custom
Quotes. The selection of the apostrophe type affects both Calc and
Writer.
Entering dates and times
Select the cell and type the date or time. You can separate the date elements with a
slant (/) or a hyphen (–) or use text such as 10 Oct 03. Calc recognizes a variety of
date formats. You can separate time elements with colons such as 10:43:45.
Deactivating automatic changes
Calc automatically applies many changes during data input, unless you deactivate
those changes. You can also immediately undo any automatic changes with Ctrl+Z.
AutoCorrect changes
Automatic correction of typing errors, replacement of straight quotation marks by
curly (custom) quotes, and starting cell content with an uppercase (capital letter)
are controlled by Tools > AutoCorrect Options. Go to the Custom Quotes,
Options, or Replace tabs to deactivate any of the features that you do not want.
On the Replace tab, you can also delete unwanted word pairs and add new ones as
required.
AutoInput
When you are typing in a cell, Calc automatically suggests matching input found
in the same column. To turn the AutoInput on and off, set or remove the check
mark in front of Tools > Cell Contents > AutoInput.
SAutomatic date conversion
Calc automatically converts certain entries to dates. To ensure that an entry that
looks like a date is interpreted as text, type an apostrophe at the beginning of the
entry. The apostrophe is not displayed in the cell.
Speeding up data entry
Entering data into a spreadsheet can be very labor-intensive, but Calc provides
several tools for removing some of the drudgery from input.
The most basic ability is to drop and drag the contents of one cell to another with a
mouse. Calc also includes several other tools for automating input, especially of
repetitive material. They include the Fill tool, selection lists, and the ability to input
information into multiple sheets of the same document.
124 Getting Started with OpenOffice.org 3.3

Using the Fill tool on cells
At its simplest, the Fill tool is a way to duplicate existing content. Start by selecting
the cell to copy, then drag the mouse in any direction (or hold down the Shift key and
click in the last cell you want to fill), and then choose Edit > Fill and the direction in
which you want to copy: Up, Down, Left or Right.
Caution Choices that are not available are grayed out, but you can still choose
the opposite direction from what you intend, which could cause you to
overwrite cells accidentally.
Tip
A shortcut way to fill cells is to grab the “handle” in the lower right-
hand corner of the cell and drag it in the direction you want to fill. If
the cell contains a number, the number will fill in series. If the cell
contains text, the same text will fill in the direction you chose.
Figure 108: Using the Fill tool
Using a fill series
A more complex use of the Fill tool is to use a fill
series. The default lists are for the full and
abbreviated days of the week and the months of
the year, but you can create your own lists as
well.
To add a fill series to a spreadsheet, select the
cells to fill, choose Edit > Fill > Series. In the
Fill Series dialog (Figure 110), select AutoFill
as the Series type, and enter as the Start value
an item from any defined series. The selected
cells then fill in the other items on the list
sequentially, repeating from the top of the list
when they reach the end of the list.
Chapter 5 Getting Started with Calc 125
Figure 109: Result of fill series
selection shown in Figure 110

Figure 110: Specifying the start of a fill series (result is in Figure 109)
You can also use Edit > Fill > Series to create a one-time fill series for numbers by
entering the start and end values and the increment. For example, if you entered
start and end values of 1 and 7 with an increment of 2, you would get the sequence of
1, 3, 5, 7.
In all these cases, the Fill tool creates only a momentary connection between the
cells. Once they are filled, the cells have no further connection with one another.
Defining a fill series
To define your own fill series:
1) Go to Tools > Options > OpenOffice.org Calc > Sort Lists. This dialog
shows the previously-defined series in the Lists box on the left, and the
contents of the highlighted list in the Entries box.
Figure 111: Predefined fill series
2) Click New. The Entries box is cleared.
3) Type the series for the new list in the Entries box (one entry per line). Click
Add. The new list will now appear in the Lists box.
4) Click OK at the bottom of the dialog to save the new list.
126 Getting Started with OpenOffice.org 3.3

Figure 112: Defining a new fill series
Using selection lists
Selection lists are available only for text, and are limited to using
only text that has already been entered in the same column.
To use a selection list, select a blank cell and press Ctrl+D. A
drop-down list appears of any cell in the same column that either
has at least one text character or whose format is defined as Text.
Click on the entry you require.
Sharing content between sheets
You might want to enter the same information in the same cell on multiple sheets, for
example to set up standard listings for a group of individuals or organizations.
Instead of entering the list on each sheet individually, you can enter it in all the
sheets at once. To do this, select all the sheets (Edit > Sheet > Select), then enter
the information in the current one.
Caution This technique overwrites any information that is already in the cells
on the other sheets—without any warning. For this reason, when you
are finished, be sure to deselect all the sheets except the one you want
to edit. (Ctrl+click on a sheet tab to select or deselect the sheet.)
Validating cell contents
When creating spreadsheets for other people to use, you may want to make sure they
enter data that is valid or appropriate for the cell. You can also use validation in your
own work as a guide to entering data that is either complex or rarely used.
Fill series and selection lists can handle some types of data, but they are limited to
predefined information. To validate new data entered by a user, select a cell and use
Data > Validity to define the type of contents that can be entered in that cell. For
example, a cell might require a date or a whole number, with no alphabetic
characters or decimal points; or a cell may not be left empty.
Chapter 5 Getting Started with Calc 127

Depending on how validation is set up, the tool can also define the range of contents
that can be entered and provide help messages that explain the content rules you
have set up for the cell and what users should do when they enter invalid content.
You can also set the cell to refuse invalid content, accept it with a warning, or start a
macro when an error is entered.
See Chapter 2 (Entering, Editing and Formatting Data) in the Calc Guide for more
information.
Editing data
Editing data is done in much the same way as entering data. The first step is to select
the cell containing the data to be edited.
Removing data from a cell
Data can be removed (deleted) from a cell in several ways.
Removing data only
The data alone can be removed from a cell without removing any of the formatting
of the cell. Click in the cell to select it, and then press the Backspace key.
Removing data and formatting
The data and the formatting can be removed from a cell at the same time. Press
the Delete key (or right-click and choose Delete Contents, or use Edit > Delete
Contents) to open the Delete Contents dialog. From this dialog, the different
aspects of the cell can be deleted. To delete everything in a cell (contents and
format), check Delete all.
Figure 113: Delete Contents dialog
Replacing all the data in a cell
To remove data and insert new data, simply type over the old data. The new data will
retain the original formatting.
128 Getting Started with OpenOffice.org 3.3

Changing part of the data in a cell
Sometimes it is necessary to change the contents of cell without removing all of the
contents, for example if the phrase “See Dick run” is in a cell and it needs to be
changed to “See Dick run fast.” It is often useful to do this without deleting the old
cell contents first.
The process is the similar to the one described above, but you need to place the
cursor inside the cell. You can do this in two ways.
Using the keyboard
After selecting the appropriate cell, press the F2 key and the cursor is placed at
the end of the cell. Then use the keyboard arrow keys to move the cursor through
the text in the cell.
Using the mouse
Using the mouse, either double-click on the appropriate cell (to select it and place
the cursor in it for editing), or single-click to select the cell and then move the
mouse pointer up to the input line and click into it to place the cursor for editing.
Formatting data
The data in Calc can be formatted in several ways. It can either be edited as part of a
cell style so that it is automatically applied, or it can be applied manually to the cell.
Some manual formatting can be applied using toolbar icons. For more control and
extra options, select the appropriate cell or cells, right-click on it, and select Format
Cells. All of the format options are discussed below.
Note
All the settings discussed in this section can also be set as a part of the
cell style. See Chapter 4 (Using Styles and Templates in Calc) in the
Calc Guide for more information.
Formatting multiple lines of text
Multiple lines of text can be entered into a single cell using automatic wrapping or
manual line breaks. Each method is useful for different situations.
Using automatic wrapping
To set text to wrap at the end of the cell, right-click on the cell and select Format
Cells (or choose Format > Cells from the menu bar, or press Ctrl+1). On the
Alignment tab (Figure 114), under Properties, select Wrap text automatically and
click OK. The results are shown in Figure 115.
Chapter 5 Getting Started with Calc 129

Figure 114: Format Cells > Alignment dialog
Figure 115: Automatic text wrap
Using manual line breaks
To insert a manual line break while typing in a cell, press Ctrl+Enter. This method
does not work with the cursor in the input line. When editing text, first double-click
the cell, then single-click at the position where you want the line break.
When a manual line break is entered, the cell width does not change. Figure 116
shows the results of using two manual line breaks after the first line of text.
Figure 116: Cell with manual line breaks
130 Getting Started with OpenOffice.org 3.3

Shrinking text to fit the cell
The font size of the data in a cell can automatically adjust to fit in a cell. To do this,
select the Shrink to fit cell size option in the Format Cells dialog (Figure 114).
Figure 117 shows the results.
Figure 117: Shrinking font size to fit cells
Formatting numbers
Several different number formats can be applied to cells by using icons on the
Formatting toolbar. Select the cell, then click the relevant icon.
Figure 118: Number format icons. Left to right: currency, percentage, date,
exponential, standard, add decimal place, delete decimal place.
For more control or to select other number formats, use the Numbers tab (Figure
119) of the Format Cells dialog:
•Apply any of the data types in the Category list to the data.
•Control the number of decimal places and leading zeros.
•Enter a custom format code.
The Language setting controls the local settings for the different formats such as the
date order and the currency marker.
Figure 119: Format Cells > Numbers
Chapter 5 Getting Started with Calc 131

Formatting the font
To quickly choose the font used in a cell, select the cell, then click the arrow next to
the Font Name box on the Formatting toolbar and choose a font from the list.
Tip
To choose whether to show the font names in their font or in plain text,
go to Tools > Options > OpenOffice.org > View and select or
deselect the Show preview of fonts option in the Font Lists section. For
more information, see Chapter 2 (Setting Up OpenOffice.org).
To choose the size of the font, click the arrow next to the
Font Size box on the Formatting toolbar. For other
formatting, you can use the Bold, Italic, or Underline icons.
To choose a font color, click the arrow next to the Font Color
icon to display a color palette. Click on the required color.
(To define custom colors, use Tools > Options >
OpenOffice.org > Colors. See Chapter 2.)
To specify the language of the cell (useful because it allows
different languages to exist in the same document and be
spell checked correctly), use the Font tab of the Format Cells
dialog. Use the Font Effects tab to set other font
characteristics. See Chapter 4 (Using Styles and Templates
in Calc) of the Calc Guide for more information.
Formatting the cell borders
To add a border to a cell (or group of selected cells) click on the Borders icon on the
formatting toolbar, and select one of the border options displayed in the palette.
To quickly choose a line style and color for the borders of a cell, click the small
arrows next to the Line Style and Line Color icons on the Formatting toolbar. In each
case, a palette of choices is displayed.
For more controls, including the spacing between the cell borders and the text, use
the Borders tab of the Format Cells dialog. There you can also define a shadow. See
Chapter 4 (Using Styles and Templates in Calc) of the Calc Guide for details.
Note
The cell border properties apply to a cell, and can only be changed if
you are editing that cell. For example, if cell C3 has a top border
(which would be equivalent visually to a bottom border on C2), that
border can only be removed by selecting C3. It cannot be removed in
C2.
Formatting the cell background
To quickly choose a background color for a cell, click the small arrow next to the
Background Color icon on the Formatting toolbar. A palette of color choices, similar
to the Font Color palette, is displayed.
(To define custom colors, use Tools > Options > OpenOffice.org > Colors. See
Chapter 2 for more information.)
You can also use the Background tab of the Format Cells dialog. See Chapter 4 (Using
Styles and Templates in Calc) of the Calc Guide for details.
132 Getting Started with OpenOffice.org 3.3

Autoformatting cells and sheets
You can use the AutoFormat feature to quickly apply a set of cell formats to a sheet or
a selected cell range.
1) Select the cells, including the column and row headers, that you want to
format.
2) Choose Format > AutoFormat.
Note
The AutoFormat feature can only be applied if the selected set of cells
consist of at least 3 columns and 3 rows and includes the column and
row headers.
Figure 120: Choosing an AutoFormat
3) To select which properties (number format, font, alignment, borders, pattern,
autofit width and height) to include in an AutoFormat, click More. Select or
deselect the required options.
4) Click OK.
If you do not see any change in color of the cell contents, choose View > Value
Highlighting from the menu bar.
Defining a new AutoFormat
You can define a new AutoFormat that is available to all spreadsheets.
1) Format a sheet (in the style for the new AutoFormat).
2) Choose Edit > Select All.
3) Choose Format > AutoFormat. The Add button is now active.
4) Click Add.
5) In the Name box of the Add AutoFormat dialog, type a meaningful name for the
new format.
6) Click OK to save. The new format is now available in the Format list in the
AutoFormat dialog.
Chapter 5 Getting Started with Calc 133

Formatting spreadsheets using themes
Calc comes with a predefined set of formatting themes that you can apply to your
spreadsheets.
It is not possible to add themes to Calc, and they cannot be modified. However, you
can modify their styles after you apply them to a spreadsheet.
To apply a theme to a spreadsheet:
1) Click the Choose Themes icon in the Tools toolbar. If this toolbar is not
visible, you can show it using View > Toolbars > Tools.
The Theme Selection dialog appears. This dialog lists the available themes for
the whole spreadsheet.
2) In the Theme Selection dialog, select the theme that you want to apply to the
spreadsheet.
As soon as you select a theme, some of the properties of the custom styles are
applied to the open spreadsheet and are immediately visible.
3) Click OK. If you wish, you can now go to the Styles and Formatting window to
modify specific styles. These modifications do not change the theme; they only
change the appearance of this specific spreadsheet document.
Using conditional formatting
You can set up cell formats to change depending on conditions that you specify. For
example, in a table of numbers, you can show all the values above the average in
green and all those below the average in red.
Conditional formatting depends upon the use of styles, and the AutoCalculate feature
(Tools > Cell Contents > AutoCalculate) must be enabled. See Chapter 2
(Entering, Editing, and Formatting Data) in the Calc Guide for details.
Hiding and showing data
When elements are hidden, they are neither visible nor printed, but can still be
selected for copying if you select the elements around them. For example, if column B
is hidden, it is copied when you select columns A and C. When you need a hidden
element again, you can reverse the process, and show the element.
To hide or show sheets, rows, and columns, use the options on the Format menu or
the right-click (context) menu. For example, to hide a row, first select the row, and
then choose Format > Row > Hide (or right-click and choose Hide).
To hide or show selected cells, choose Format > Cells from the menu bar (or right-
click and choose Format Cells). On the Format Cells dialog, go to the Cell Protection
tab.
134 Getting Started with OpenOffice.org 3.3

Figure 121: Hiding or showing cells
Outline group controls
If you are continually hiding and showing the same cells, you can simplify the process
by creating outline groups, which add a set of controls for hiding and showing the
cells in the group that are quick to use and always available.
If the contents of cells falls into a regular pattern, such as four cells followed by a
total, then you can use Data > Group and Outline > AutoOutline to have Calc add
outline controls based on the pattern. Otherwise, you can set outline groups manually
by selecting the cells for grouping, then choosing Data > Group and Outline >
Group. On the Group dialog, you can choose whether to group the selected cells by
rows or columns.
When you close the dialog, the outline group controls are visible between either the
row or column headers and the edges of the editing window. The controls resemble
the tree-structure of a file-manager in appearance, and can be hidden by selecting
Data > Outline > Hide Details. They are strictly for on screen use, and do not
print.
Figure 122: Outline group controls
The basic outline controls have plus or minus signs at the start of the group to show
or hide hidden cells. However, if outline groups are nested, the controls have
numbered buttons for hiding different levels.
If you no longer need a group, place the mouse cursor in any cell in it and select
Data > Group and Outline > Ungroup. To remove all groups on a sheet, select
Data > Group and Outline > Remove.
Chapter 5 Getting Started with Calc 135

Filtering which cells are visible
A filter is a list of conditions that each entry has to meet in order to be displayed. You
can set three types of filters from the Data > Filter sub-menu.
Automatic filters add a drop-down list to the top row of a column that contains
commonly used filters. They are quick and convenient and are useful with text and
with numbers, because the list includes every unique entry in the selected cells.
In addition to these unique entries, automatic filters include the option to display all
entries, the ten highest numerical values, and all cells that are empty or not-empty, as
well as a standard filter. The automatic filters are somewhat limited. In particular,
they do not allow regular expressions, so you cannot use them to display cell contents
that are similar, but not identical.
Standard filters are more complex than automatic filters. You can set as many as
three conditions as a filter, combining them with the operators AND and OR.
Standard filters are mostly useful for numbers, although a few of the conditional
operators, such as = and < > can also be useful for text.
Other conditional operators for standard filters include options to display the largest
or smallest values, or a percentage of them. Useful in themselves, standard filters
take on added value when used to further refine automatic filters.
Advanced filters are structured similarly to standard filters. The differences are that
advanced filters are not limited to three conditions, and their criteria are not entered
in a dialog. Instead, advanced filters are entered in a blank area of a sheet, then
referenced by the advanced filter tool to apply them.
Sorting records
Sorting arranges the visible cells on the sheet. In Calc, you can sort by up to three
criteria, which are applied one after another. Sorts are handy when you are searching
for a particular item, and become even more powerful after you have filtered data.
In addition, sorting is often useful when you add new information. When a list is long,
it is usually easier to add new information at the bottom of the sheet, rather than
adding rows in the proper places. After you have added information, you can then
sort it to update the sheet.
Highlight the cells to be sorted, then select Data > Sort to open the Sort dialog (or
click the Sort Ascending or Sort Descending toolbar buttons). Using the dialog, you
can sort the selected cells using up to three columns, in either ascending (A-Z, 1-9) or
descending (Z-A, 9-1) order.
On the Options tab of the Sort dialog, you can choose the following options:
Case sensitive
If two entries are otherwise identical, one with an upper case letter is placed
before one with a lower case letter in the same position.
Range contains column labels
Does not include the column heading in the sort.
Include formats
A cell's formatting is moved with its contents. If formatting is used to distinguish
different types of cells, then use this option.
136 Getting Started with OpenOffice.org 3.3

Copy sort results to
Sets a spreadsheet address to which to copy the sort results. If a range is
specified that does not have the necessary number of cells, then cells are added. If
a range contains cells that already have content, then the sort fails.
Custom sort order
Select the box, then choose one of the sort orders defined in Tools > Options >
Spreadsheet > Sort Lists from the drop-down list.
Direction
Sets whether rows or columns are sorted. The default is to sort by columns unless
the selected cells are in a single column.
Printing
Printing from Calc is much the same as printing from other OOo components (see
Chapter 10), but some details are different, especially regarding preparation for
printing.
Using print ranges
Print ranges have several uses, including printing only a specific part of the data or
printing selected rows or columns on every page. For more about using print ranges,
see Chapter 6 (Printing, Exporting, and E-mailing) in the Calc Guide.
Defining a print range
To define a new print range or modify an existing print range:
1) Highlight the range of cells that comprise the print range.
2) Choose Format > Print Ranges > Define.
The page break lines display on the screen.
Tip You can check the print range by using File > Page Preview. OOo will
only display the cells in the print range.
Adding to the print range
After defining a print range, you can add more cells to it. This allows multiple,
separate areas of the same sheet to be printed, while not printing the whole sheet.
After you have defined a print range:
1) Highlight the range of cells to be added to the print range.
2) Choose Format > Print Ranges > Add. This adds the extra cells to the print
range.
The page break lines no longer display on the screen.
Note The additional print range will print as a separate page, even if both
ranges are on the same sheet.
Chapter 5 Getting Started with Calc 137

Removing a print range
It may become necessary to remove a defined print range, for example if the whole
sheet needs to be printed later.
Choose Format > Print Ranges > Remove. This removes all defined print ranges
on the sheet. After the print range is removed, the default page break lines will
appear on the screen.
Editing a print range
At any time, you can directly edit the print range, for example to remove or resize
part of the print range. Choose Format > Print Ranges > Edit.
Selecting the page order, details, and scale
To select the page order, details, and scale to be printed:
1) Choose Format > Page from the main menu.
2) Select the Sheet tab.
3) Make your selections, and then click OK.
Figure 123. The Sheet tab of the Page Style dialog
Page Order
When a sheet will print on more than one page (of paper) you can set the order in
which pages print. This is especially useful in a large document; for example,
controlling the print order can save time if you have to collate the document a certain
way. The two available options are shown below.
138 Getting Started with OpenOffice.org 3.3

Top to bottom, then right
Left to right, then down
Details
You can specify which details to print. These details include:
•Row and column headers
•Sheet grid—prints the borders of the cells as a grid
•Comments—prints the comments defined in your spreadsheet on a separate
page, along with the corresponding cell reference
•Objects and graphics
•Charts
•Drawing objects
•Formulas—prints the formulas contained in the cells, instead of the results
•Zero Values—prints cells with a zero value
Note
Remember that since the print detail options are a part of the page’s
properties, they are also a part of the page style’s properties.
Therefore, different page styles can be set up to quickly change the
print properties of the sheets in the spreadsheet.
Scale
Use the scale features to control the number of pages the data will print on. This can
be useful if a large amount of data needs to be printed compactly or if you want the
text enlarged to make it easier to read.
•Reduce/Enlarge printout—scales the data in the printout either larger or
smaller. For example if a sheet would normally print out as four pages (two
high and two wide), a scaling of 50% would print as one page (both width and
height are halved).
•Fit print range(s) on number of pages—defines exactly how many pages the
printout will take up. This option will only reduce a printout, it will not enlarge
it. To enlarge a printout, the reduce/enlarge option must be used.
•Fit print range(s) to width/height—defines how high and wide the printout will
be, in pages.
Printing rows or columns on every page
If a sheet is printed on multiple pages, you can set up certain rows or columns to
repeat on each printed page.
Chapter 5 Getting Started with Calc 139

For example, if the top two rows of the sheet as well as column A need to be printed
on all pages, do the following:
1) Choose Format > Print Ranges > Edit. On the Edit Print Ranges dialog, type
the rows in the text entry box under Rows to repeat. For example, to repeat
rows 1 and 2, type $1:$2. This automatically changes Rows to repeat from,
- none - to - user defined -.
Figure 124: Specifying repeating rows
2) To repeat, type the columns in the text entry box under Columns to repeat. For
example, to repeat column A, type $A. In the Columns to repeat list, - none -
changes to - user defined -.
3) Click OK.
Note You do not need to select the entire range of the rows to be repeated;
selecting one cell in each row works.
Page breaks
While defining a print range can be a powerful tool, it may sometimes be necessary to
manually adjust Calc’s printout. To do this, you can use a manual break. A manual
break helps to ensure that your data prints properly. You can insert a horizontal page
break above, or a vertical page break to the left of, the active cell.
Inserting a page break
To insert a page break:
1) Navigate to the cell where the page break will begin.
2) Select Insert > Manual Break.
3) Select Row Break or Column Break depending on your need.
The break is now set.
Row break
Selecting Row Break creates a page break above the selected cell. For example, if
the active cell is H15, then the break is created between rows 14 and 15.
Column break
Selecting Column Break creates a page break to the left of the selected cell. For
example, if the active cell is H15, then the break is created between columns G
and H.
140 Getting Started with OpenOffice.org 3.3

Tip
To see page break lines more easily on screen, you can change their
color. Choose Tools > Options > OpenOffice.org > Appearance and
scroll down to the Spreadsheet section.
Deleting a page break
To remove a page break:
1) Navigate to a cell that is next to the break you want to remove.
2) Select Edit > Delete Manual Break.
3) Select Row Break or Column Break depending on your need.
The break is now removed.
Note
Multiple manual row and column breaks can exist on the same page.
When you want to remove them, you have to remove each one
individually. This may be confusing at times, because although there
may be a column break set on the page, when you go to Edit >
Manual Break, Column break may be grayed out.
In order to remove the break, you have to be in the cell next to the
break.For example, if you set the column break while you are in H15,
you can not remove it if you are in cell D15. However, you can remove
it from any cell in column H.
Headers and footers
Headers and footers are predefined pieces of text that are printed at the top or
bottom of a sheet outside of the sheet area. Headers are set in the same way as
footers.
Headers and footers are assigned to a page style. You can define more than one page
style for a spreadsheet and assign different page styles to different sheets. For more
about page styles, see Chapter 4 (Using Styles and Templates) in the Calc Guide.
Setting a header or footer
To set a header or footer:
1) Navigate to the sheet that you want to set the header or footer for. Choose
Format > Page.
2) On the Page Style dialog, select the Header (or Footer) tab. See Figure 125.
3) Select the Header on option.
From here you can also set the margins, the spacing, and height for the header or
footer. You can check the AutoFit height box to automatically adjust the height of
the header or footer.
Margin
Changing the size of the left or right margin adjusts how far the header or footer
is from the side of the page.
Spacing
Spacing affects how far above or below the sheet the header or footer will print.
So, if spacing is set to 1.00", then there will be 1 inch between the header or
footer and the sheet.
Chapter 5 Getting Started with Calc 141

Height
Height affects how big the header or footer will be.
Figure 125: Header dialog
Header or footer appearance
To change the appearance of the header or footer, click the More button in the
header dialog. This opens the Border/Background dialog (Figure 126).
From this dialog you can set the background and border of the header or footer. For
more information see Chapter 4 (Using Styles and Templates) in the Calc Guide.
Figure 126: Header/Footer Border/Background
142 Getting Started with OpenOffice.org 3.3

Setting the contents of the header or footer
The header or footer of a Calc spreadsheet has three columns for text. Each column
can have different contents.
To set the contents of the header or footer, click the Edit button in the header or
footer dialog shown in Figure 125 to display the dialog shown in Figure 127.
Figure 127: Edit contents of header or footer
Areas
Each area in the header or footer is independent and can have different
information in it.
Header
You can select from several preset choices in the Header drop-down list, or specify
a custom header using the buttons below the area boxes. (To format a footer, the
choices are the same.)
Custom header
Click in the area (Left, Center, Right) that you want to customize, then use the
buttons to add elements or change text attributes.
Opens the Text Attributes dialog.
Inserts the total number of pages.
Inserts the File Name field.
Inserts the Date field.
Inserts the Sheet Name field.
Inserts the Time field.
Inserts the current page number.
Chapter 5 Getting Started with Calc 143

Chapter 6
Getting Started with
Impress
Presentations in OpenOffice.org
144

What is Impress?
Impress is OpenOffice.org’s slide show (presentations) program. You can create
slides that contain many different elements, including text, bulleted and numbered
lists, tables, charts, clip art, and a wide range of graphic objects. Impress also
includes a spelling checker, a thesaurus, prepackaged text styles, and attractive
background styles.
This chapter includes instructions, screenshots, and hints to guide you through the
Impress environment while designing the easier presentations. Although more
difficult designs are mentioned throughout this chapter, explanations for creating
them are in the Impress Guide. If you have a working knowledge of how to create
slide shows, we recommend you use the Impress Guide for your source of
information.
To use Impress for more than very simple slide shows requires some knowledge of
the elements which the slides contain. Slides containing text use styles to determine
the appearance of that text. Graphic objects are created the same way that drawings
are created in Draw. For this reason, we recommend that you also study Chapter 3
(Using Styles and Templates) and Chapter 7 (Getting Started with Draw) in this book.
You may also wish to consult the Draw Guide for details.
Starting Impress
You can start Impress in several ways:
•From the OOo Start Center, if no component is open.
•From the system menu or the OOo Quickstarter. Details vary with your
operating system; see Chapter 1 (Introducing OpenOffice.org) for more
information.
•From any open component of OOo. Click the triangle to the right of the New
icon on the main toolbar and select Presentation from the drop-down menu or
choose File > New > Presentation from the menu bar.
When you start Impress for the first time, the Presentation Wizard is shown. Here
you can choose from the following options:
•Empty presentation, which gives you a blank document
•From template, which is a presentation designed with a template of your
choice
•Open existing presentation
If you prefer not to use the wizard in future, you can select Do not show this wizard
again.
Click Create to open the main Impress window.
For detailed instructions about how to use the wizard, see “Creating a new
presentation” on page 153.
Parts of the main Impress window
The main Impress window (Figure 128) has three parts: the Slides pane, Workspace,
and Tasks pane. Additionally, several toolbars can be displayed or hidden during the
creation of a presentation.
Chapter 6 Getting Started with Impress 145

Figure 128: Main window of Impress; oval indicates the Hide/Show markers
Tip
You can remove the Slides pane or Tasks pane from view by clicking the
X in the upper right corner. You can also show or hide these panes
using View > Slide Pane or View > Tasks Pane.
You can also hide these panes in order to maximize the Workspace area
by clicking the Hide/Show marker in the middle of the vertical
separator line and restore them by clicking again on the same area.
Slides pane
The Slides pane contains thumbnail pictures of the slides in your presentation, in the
order they will be shown (unless you change the slide show order). Clicking a slide in
this pane selects it and places it in the Workspace. When a slide is in the Workspace,
you can apply to it any changes desired.
Several additional operations can be performed on one or more slides simultaneously
in the Slides pane:
•Add new slides to the presentation.
•Mark a slide as hidden so that it will not be shown as part of the presentation.
•Delete a slide from the presentation if it is no longer needed.
•Rename a slide.
•Duplicate a slide (copy and paste) or move it to a different position in the
presentation (cut and paste).
146 Getting Started with OpenOffice.org 3.3

It is also possible to perform the following operations, although there are more
efficient methods than using the Slides pane:
•Change the slide transition following the selected slide or after each slide in a
group of slides.
•Change the sequence of slides in the presentation.
•Change the slide design.
•Change slide layout for a group of slides simultaneously.
Tasks pane
The Tasks pane has five sections. To expand the section you wish to use, click on the
right-pointing triangle to the left of the caption. Only one section at a time can be
expanded.
Master Pages
Here you define the page style for your presentation. Impress contains
prepackaged Master Pages (slide masters). One of them—Default—is blank, and
the rest have a background.
Tip
Press F11 to open the Styles and Formatting window, where you can
modify the styles used in any slide master to suit your purpose. This
can be done at any time.
Layout
The prepackaged layouts are shown here. You can choose the one you want, use it
as it is or modify it to your own requirements. At present it is not possible to
create custom layouts.
Table Design
The standard table styles are provided in this pane. You can further modify the
appearance of a table with the selections to show or hide specific rows and
columns, or to apply a banded appearance to the rows and columns.
Custom Animation
A variety of animations for selected elements of a slide are listed. Animation can
be added to a slide, and it can also be changed or removed later.
Slide Transition
Many transitions are available, including No Transition. You can select the
transition speed (slow, medium, fast), choose between an automatic or manual
transition, and choose how long the selected slide will be shown.
Workspace
The Workspace has five tabs: Normal, Outline, Notes, Handout, and Slide Sorter.
These five tabs are called View buttons. The Workspace below the View buttons
changes depending on the chosen view.
Figure 129: Workspace tabs
Chapter 6 Getting Started with Impress 147

Toolbars
Many toolbars can be used during slide creation; they can be displayed or hidden by
clicking View > Toolbars and selecting from the menu.
You can also select the icons that you wish to appear on each toolbar. For more
information, refer to Chapter 1 (Introducing OpenOffice.org) in this book.
Many of the toolbars in Impress are similar to the toolbars in Draw. Refer to the
Draw Guide for details on the functions available and how to use them.
Status bar
The Status bar, located at the bottom of the Impress window, contains information
that you may find useful when working on a presentation. For details on the contents
and use of these fields, see Chapter 1 (Introducing OpenOffice.org) in this book and
Chapter 1 (Introducing Impress) in the Impress Guide.
Note
The sizes are given in the current measurement unit (not to be
confused with the ruler units). This unit is defined in Tools > Options
> OpenOffice.org Draw > General, where you can also change the
scale of the page. Another way to change the scale is to double-click on
the number shown in the status bar.
Figure 130: Left end of the Impress status bar
Figure 131: Right end of Impress status bar
Navigator
The Navigator displays all objects contained in a
document. It provides another convenient way to
move around a document and find items in it. To
display the Navigator, click its icon on the
Standard toolbar, choose View > Navigator on the
menu bar, or press Ctrl+Shift+F5.
The Navigator is more useful if you give your slides
and objects (pictures, spreadsheets, and so on)
meaningful names, instead of leaving them as the
default “Object 1” and “Shape 1” shown in Figure
132.
148 Getting Started with OpenOffice.org 3.3
Figure 132: Navigator

Workspace views
Each of the workspace views is designed to ease the completion of certain tasks; it is
therefore useful to familiarize yourself with them in order to quickly accomplish those
tasks.
Normal view
Normal view is the main view for working with individual slides. Use this view to
format and design and to add text, graphics, and animation effects.
To place a slide in the slide design area (Normal view), click the slide thumbnail in
the Slides pane or double-click it in the Navigator.
Outline view
Outline view contains all the slides of the presentation in their numbered sequence. It
shows topic titles, bulleted lists, and numbered lists for each slide in outline format.
Only the text contained in the default text boxes in each slide is shown, so if your
slide includes other text boxes or drawing objects, the text in these objects is not
displayed. Slide names are also not included.
Figure 133: Outline view
Use Outline view for the following purposes.
1) Making changes in the text of a slide:
•Add and delete the text in a slide just as in the Normal view.
•Move the paragraphs of text in the selected slide up or
down by using the up and down arrow buttons (Move
Up or Move Down) on the Text Formatting toolbar.
•Change the outline level for any of the paragraphs in a slide using the left
and right arrow buttons (Promote or Demote).
•Both move a paragraph and change its outline level using a combination of
these four arrow buttons.
2) Comparing the slides with your outline (if you have prepared one in advance).
If you notice from your outline that another slide is needed, you can create it
directly in the Outline view or you can return to the Normal view to create it.
Notes view
Use the Notes view to add notes to a slide.
1) Click the Notes tab in the Workspace.
2) Select the slide to which you want to add notes.
•Click the slide in the Slides pane, or
Chapter 6 Getting Started with Impress 149

•Double-click the slide’s name in the Navigator.
3) In the text box below the slide, click on the words Click to add notes and begin
typing.
You can resize the Notes text box using the green resizing handles which appear
when you click on the edge of the box. You can also move the box by placing the
pointer on the border, then clicking and dragging. To make changes in the text style,
press the F11 key to open the Styles and Formatting window.
Figure 134: Notes view
Handout view
Handout view is for setting up the layout of your slide for a printed handout. Click the
Handout tab in the workspace, then choose Layouts in the Tasks pane. You can then
choose to print 1, 2, 3, 4, 6, or 9 slides per page.
Figure 135: Handout layouts
Use this view also to customize the information printed on the handout. Refer to
Chapter 10 of the Impress Guide for instructions on printing slides, handouts, and
notes.
Select from the main menu Insert > Page Number or Insert > Date and Time and
in the dialog box that opens click on the Notes and Handouts tab (see Figure 136).
150 Getting Started with OpenOffice.org 3.3

Use this dialog to select the elements you want to appear on each handout page and
their contents. More details on how to use this dialog are provided in the Impress
Guide.
Figure 136: Dialog to set the page information for handouts and notes
Slide Sorter view
Slide Sorter view contains all of the slide thumbnails. Use this view to work with a
group of slides or with only one slide.
Figure 137: Slide Sorter view
Chapter 6 Getting Started with Impress 151

Customizing Slide Sorter view
To change the number of slides per row:
1) Check View > Toolbars > Slide View to make the Slide View toolbar visible.
Figure 138: Slide Sorter and Slide View toolbars
2) Adjust the number of slides (up to a maximum of 15).
Moving a slide using Slide Sorter
To move a slide in a presentation in the Slide Sorter:
1) Click the slide. A thick black border is drawn around it.
2) Drag and drop it to the location you want.
•As you move the slide, a black vertical line appears to one side of the
slide.
•Drag the slide until this black vertical line is located where you want the
slide to be moved.
Selecting and moving groups of slides
To select a group of slides, use one of these methods:
•Use the Control (Ctrl) key: Click on the first slide and, while keeping the
Control key pressed, select the other desired slides.
•Use the Shift key: Click on the first slide, and while pressing the Shift key, click
on the final slide in the group. This selects all of the other slides in between
the first and the last.
•Use the mouse: Click slightly to the left of the first slide to be selected. Hold
down the left mouse button and drag the mouse pointer to a spot slightly to the
right of the last slide to be included. (You can also do this right to left.) A
dashed outline of a rectangle forms as you drag the cursor through the slide
thumbnails and a thick border is drawn around each of the selected slides.
Make sure the rectangle includes all the slides you want to select.
To move a group of slides:
1) Select the group.
2) Drag and drop the group to their new location. A vertical black line appears to
show you where the group of slides will go.
Working in Slide Sorter view
You can work with slides in the Slide Sorter view just as you can in the Slide pane.
To make changes, right-click a slide and choose any of the following from the pop-up
menu:
•Add a new slide after the selected slide.
•Rename or delete the selected slide.
•Change the slide layout.
•Change the slide transition.
–For one slide, click the slide to select it. Then add the desired transition.
152 Getting Started with OpenOffice.org 3.3

–For more than one slide, select the group of slides and add the desired
transition.
•Mark a slide as hidden. Hidden slides will not be shown in the slide show.
•Copy or cut and paste a slide.
Renaming slides
Right-click on a thumbnail in the Slides pane or the Slide Sorter and choose Rename
Slide from the pop-up menu. In the Name field, delete the old name of the slide and
type the new name. Click OK.
Creating a new presentation
This section describes how to start a new presentation using the Presentation Wizard.
When you start Impress, the Presentation Wizard appears.
Tip
If you do not want the wizard to start every time you launch Impress,
select the Do not show this wizard again option. You can enable the
wizard again later under Tools > Options > OpenOffice.org Impress
> General > Wizard, and select the Start with wizard option.
Leave the Preview option selected, so templates, slide designs, and
slide transitions appear in the preview box as you choose them.
Figure 139: Choosing the type of presentation
1) Select Empty Presentation under Type. It creates a presentation from scratch.
•From template uses a template design already created as the basis for a
new presentation. The wizard changes to show a list of available
templates. Choose the template you want.
Chapter 6 Getting Started with Impress 153

•Open existing presentation continues work on a previously created
presentation. The wizard changes to show a list of existing presentations.
Choose the presentation you want.
Both of these options are covered in the Impress Guide.
2) Click Next. Figure 140 shows the Presentation Wizard step 2 as it appears if
you selected Empty Presentation at step 1. If you selected From template, an
example slide is shown in the Preview box.
Figure 140: Selecting a slide design
3) Choose a design under Select a slide design. The slide design section gives
you two main choices: Presentation Backgrounds and Presentations. Each one
has a list of choices for slide designs. If you want to use one of these other
than <Original>, click it to select it.
•The types of Presentation Backgrounds are shown in Figure 140. By
clicking an item, you will see a preview of the slide design in the Preview
window. Impress contains three choices under Presentations: <Original>,
Introducing a New Product, and Recommendation of a Strategy.
•<Original> is for a blank presentation slide design.
•Both Introducing a New Product and Recommendation of a Strategy have
their own prepackaged slide designs. Each design appears in the Preview
window when its name is clicked.
Note
Introducing a New Product and Recommendation of a Strategy can also
be used to create a presentation by choosing From template in the first
step (Figure 139).
4) Select how the presentation will be used under Select an output medium.
Most often, presentations are created for computer screen display. Select
Screen. You can change the page format at any time.
154 Getting Started with OpenOffice.org 3.3

Note
The Screen page is optimized for a 4:3 display (28cm x 21cm) so it is not
suitable for modern widescreen displays. You can change the slide size
at any time switching to Normal view and selecting Format > Page.
5) Click Next. The Presentation Wizard step 3 appears.
Figure 141: Selecting a slide design
•Choose the desired slide transition from the Effect drop-down menu.
•Select the desired speed for the transition between the different slides in
the presentation from the Speed drop-down menu. Medium is a good
choice for now.
6) Click Create. A new presentation is created.
Tip
You might want to accept the default values for both Effect and Speed
unless you are skilled at doing this. Both of these values can be
changed later while working with Slide transitions and animations.
These two features are explained in more detail in Chapter 9 of the
Impress Guide.
Note
If you selected From template on step 1 of the Wizard, the Next button
will be active on step 3 and other pages will be available. These pages
are not described here.
Caution
Remember to save frequently while working on the presentation, to
prevent any loss of information should something unexpected occur.
You might also want to activate the AutoRecovery function
(Tools > Options > Load/Save > General). Make sure Save
AutoRecovery information every is selected and that you have
entered a recovery frequency.
Chapter 6 Getting Started with Impress 155

Formatting a presentation
A new presentation contains only one empty slide. In this section we will start adding
new slides and preparing them for the intended contents.
Inserting slides
This can be done in a variety of ways; take your pick.
•Insert > Slide.
•Right-click on the present slide, and select Slide > New Slide from the pop-up
menu.
•Click the Slide icon in the Presentation toolbar.
Sometimes, rather than starting from a new slide you want to duplicate a slide you
have already inserted. To do so select the slide you want to duplicate from the Slides
pane and then choose Insert > Duplicate Slide.
Selecting a layout
In the Tasks pane, select the Layout drawer to display the available layouts. The
Layouts differ in the number of elements a slide will contain, spanning from the
empty slide (Blank Slide) to a slide with 6 contents boxes and a title (Title, 6
contents).
Figure 142: Available slide layouts
Note
Text and graphic elements can be readjusted at any time during the
preparation of the presentation, but changing the layout of a slide that
already contains some contents can have a dramatic effect. It is therefore
recommended that you pay particular attention to the layout you select.
If you do need to change the layout after contents have been added, the
contents are not lost though they may need to be reformatted.
156 Getting Started with OpenOffice.org 3.3

The Title Slide (which also contains a section for a subtitle) or Title Only are suitable
layouts for the first slide, while for most of the slides you will probably use the Title,
Contents layout.
Tip
If you do not know the names for the prepackaged layouts position the
cursor on an icon in the Layout section and its name will be displayed
in a small rectangle.
The small rectangle is called tooltip. If the tooltips are not enabled
select Tools > Options > OpenOffice.org > General > Help and
mark the Tips checkbox. If the Extended tips checkbox is also
marked, you will get more detailed tooltip information, but the tooltip
names themselves will not be provided.
Several layouts contain one or more content boxes. Each of these boxes can be
configured to contain one of the following elements: Text, Media clip, Picture, Chart
or Table.
You can choose the type of contents by clicking on the corresponding icon that is
displayed in the middle of the contents box as shown in Figure 143. If instead you
intend to use the contents box for text, just click anywhere on the box to get a cursor.
Figure 143: Selecting the desired contents type for a contents box
To select or change the layout, place the slide in the work area and select the desired
layout from the layout drawer in the Task Pane.
If you have selected a layout with one or more contents boxes, this is a good time to
decide what type of contents you want to insert.
Chapter 6 Getting Started with Impress 157

Modifying the slide elements
At present each slide will contain only the elements that are present in the slide
master you are using such as background images, logos, header, footer and so on. It
is however unlikely that the predefined layouts will suit all your needs. Although
Impress does not have the functionality to create new layouts, it allows you to resize
and move the layout elements. It is also possible to add slide elements without being
limited to the size and position of the layout boxes.
To resize a contents box, click on the outer frame so that the 8 resizing handles are
displayed. To move it place the mouse cursor on the frame so that the cursor changes
shape. You can now click the left mouse button and drag the contents box to its new
position on the slide.
Caution
Changes to any of the pre-packaged layouts can only be made using
View > Normal, which is the default. Attempting to do this by
modifying a slide master, although possible, may result in unpredictable
results and requires extra care as well as a certain amount of trial and
error.
At this step you may also want to remove unwanted frames. To do this:
•Click the element to highlight it. (The green squares show it is highlighted.)
•Press the Delete key to remove it.
Adding text to a slide
If the slide contains text, click on Click to add an outline in the text frame and then
type your text. The Outline styles from 1 to 10 are automatically applied to the text as
you insert it. You can change the outline level of each paragraph as well as its
position within the text using the arrow buttons on the Text Formatting toolbar. See
“Adding and formatting text” on page 159 for more information.
Modifying the appearance of all slides
To change the background and other characteristics of all slides in the presentation,
it is best to modify the slide master or choose a different slide master as explained in
the section Working with slide masters and styles on page 166.
If all you need to do is to change the background, you can take a shortcut:
1) Select Format > Page and go to the Background tab.
2) Select the desired background between solid color, gradient, hatching and
bitmap.
3) Click OK to apply it.
A dialog box will open asking if the background should be applied to all the slides. If
you click yes, Impress will automatically modify the slide master for you.
Note
Inserting and correctly formatting a background is beyond the scope of
this chapter, but you can find all the information you need in Chapter 4
of the Draw Guide or in Chapter 6 of the Impress Guide.
158 Getting Started with OpenOffice.org 3.3

Modifying the slide show
By default the slide show will display all the slides in the same order as they appear
in the slide sorter, without any transition between slides, and you need some
keyboard or mouse interaction to move from one slide to the next.
You can use the Slide Show menu to change the order of the slides, choose which
ones are shown, automate moving from one slide to the next, and other settings. To
change the slide transition, animate slides, add a soundtrack to the presentation, and
make other enhancements, you need to use functions in the Task pane. See the
Impress Guide for details on how to use all of these features.
Adding and formatting text
Many of your slides are likely to contain some text. This section gives you some
guidelines on how to add text and how to change its appearance. Text in slides is
contained in text boxes.
There are two types of text boxes that you can add to a slide:
•Choose a predefined layout from the Layouts section of the Tasks pane and do
not select any special contents type. These text boxes are called AutoLayout
text boxes.
•Create a text box using the text tool in the Drawing toolbar.
Using text boxes created from the Layout pane
In Normal view:
1) Click in the text box that reads Click to add text, Click to add an outline, or
a similar notation.
2) Type or paste your text in the text box.
Using text boxes created from the text box tool
In Normal view:
1) Click on the Text icon on the Drawing toolbar. If the toolbar with the text
icon is not visible, choose View > Toolbars > Drawing.
2) Click and drag to draw a box for the text on the slide. Do not worry about the
vertical size and position—the text box will expand if needed as you type.
3) Release the mouse button when finished. The cursor appears in the text box,
which is now in edit mode (gray hashed border with green resizing handles
shown in Figure 144).
4) Type or paste your text in the text box.
5) Click outside the text box to deselect it.
Chapter 6 Getting Started with Impress 159

Figure 144: Selected text box showing the green resizing
handles and text toolbar
You can move, resize, and delete text boxes. For more information, see Chapter 3 in
the Impress Guide.
Note
In addition to the normal text boxes where text is horizontally aligned, it is
possible to insert text boxes where the text is aligned vertically. This
choice is available only when Asian languages are enabled in Tools >
Options > Language Settings > Languages.
Click on the button in the drawing toolbar to create a vertical text
box. Note that when editing the contents, the text is displayed
horizontally.
Quick font resizing
Starting with OOo3.1, Impress has convenient buttons on the Formatting toolbar to
increase or decrease font size of selected text. The amount by which the font size
changes depends on the standard sizes available for the font in use.
Pasting text
You can insert text into a text box by copying it from another document and pasting it
into Impress. However, the pasted text will probably not match the formatting of the
surrounding text or that of the other slides in the presentation. This may be what you
want on some occasions; however in most cases you want to make sure that the
presentation does not become a patchwork of different paragraph styles, font types,
bullet points and so on. There are several ways to ensure consistency; these methods
are explained below.
160 Getting Started with OpenOffice.org 3.3

Pasting unformatted text
It is normally good practice to paste text without formatting and apply the formatting
later. To paste without formatting, either press Control+Shift+V and then select
Unformatted text from the dialog that appears, or click on the small black triangle
next to the paste symbol in the standard toolbar and select Unformatted
text. The unformatted text will be formatted with the outline style at the cursor
position in an AutoLayout text box or with the default graphic style in a normal text
box.
Formatting pasted text
If you are pasting the text into an AutoLayout area, you need to apply the
appropriate outline style to the text to give it the same look and feel as the rest of the
presentation.
1) Paste the text in the desired position. Do not worry if it does not look right; it
will in a minute.
2) Select the text you have just pasted.
3) Select Format > Default formatting from the menu bar.
4) Use the four arrow buttons in the Text Formatting toolbar to
move the text to the appropriate position and give it the appropriate outline
level. The button with the arrow pointing left promotes the list entry by one
level (for example from Outline 3 to Outline 2), the right arrow button demotes
the list entry by one level, the up and down arrow buttons move the list entry.
5) Apply manual formatting as required to sections of the text (to change font
attributes, tabs, and so on).
If you are pasting text in a text box, you can still use styles to quickly format the
text. Note that one and only one graphic style can be applied to the copied text. To do
that:
1) Paste the text in the desired position.
2) Select the text you have just pasted.
3) Select the desired graphic style.
4) Apply manual formatting as required to sections of the text.
Tip Presentation styles are very different from Writer styles and are
applied in quite a different way.
Creating bulleted and numbered lists
The procedure to create a bulleted or numbered list is quite different depending on
the type of text box used, although the tools to manage the list and customize the
appearance are the same.
In text boxes created automatically by Impress (called AutoLayout), the outline styles
available are by default bulleted lists, while for normal text boxes an additional step
is required to create a bulleted list.
Chapter 6 Getting Started with Impress 161

Creating lists in AutoLayout text boxes
Every text box included in the available layouts is already formatted as a bulleted list,
therefore to create a bulleted list the only necessary steps are:
1) From the Layout pane, choose a slide design that contains a text box. Those
are easily recognizable from the thumbnail.
2) Click in the text box that reads Click to add an outline.
3) Type the text, then press Enter to start a new bulleted line.
The methods for switching between bulleted and numbered lists are explained in
“Changing the appearance of the list” on page 162.
Tip
Press Shift + Enter to start a new line without creating a new bullet or
number. The new line will have the same indentation of the previous
line. To switch off bullets altogether, click the bullets button on the
text formatting toolbar. If the text formatting toolbar is not showing,
enable it selecting View > Toolbar > Formatting in the menu bar.
Creating lists in other text boxes
To create a list in a text box, follow these steps:
1) Place the cursor in the text box.
2) Click the Bullets On/Off button on the text formatting toolbar. If the text
formatting toolbar is not showing, enable it by selecting View > Toolbar >
Formatting from the menu bar.
3) Type the text and press Enter to start a new bulleted line.
4) The default list type is a bulleted list. Methods for changing the appearance of
the list are explained on page 162.
Creating a new outline level
1) If necessary, press Enter to begin a new line.
2) Press Tab. Each time you press Tab the line indents to the next outline level.
Pressing Enter creates a new line at the same level as the previous one. To
return to the previous level, press Shift+Tab.
In the AutoLayout text boxes, promoting or demoting an item in the list corresponds
to applying a different outline style, so the second outline level corresponds to
Outline 2 style, the third to Outline 3 style, and so on.
Note
Do not try to change the outline level by selecting the text and then
clicking the desired outline style as you would in Writer. Due to the way
that presentation styles work, it is not possible to apply them in this
way.
Changing the appearance of the list
You can fully customize the appearance of a list, changing the bullet type or
numbering for the entire list or for single entry. All of the changes can be made using
the Bullets and Numbering dialog, which is accessed by selecting Format > Bullets
and Numbering or by clicking on the Bullets and Numbering icon on the text
formatting toolbar.
162 Getting Started with OpenOffice.org 3.3

For the entire list:
1) Select the entire list or click on the gray border of the text box so that the
green resizing handles are displayed.
2) Select Format > Bullets and Numbering or click on the Bullets and
Numbering icon .
3) The Bullets and Numbering dialog contains five tabs: Bullets, Numbering type,
Graphics, Position, and Customize.
•If a bullet list is needed, select the desired bullet style from the default
styles available on the Bullets page.
•If a graphics style is needed, select one from those available on the
Graphics page.
•If a numbered list is needed, select one of the default numbering styles on
the Numbering type page.
For a single line in the list:
1) Click anywhere in the line to place the cursor in it.
2) Follow steps 2–4 of the previous instruction set.
If the list was created in an AutoLayout text box, then an alternative way to change
the entire list is to modify the Outline styles. Changes made to the outline style will
apply to all the slides using them. Sometimes this is what you want; sometimes it is
not, so some care must be taken.
Adding pictures, tables, charts and media
As we have seen, besides text a contents box can contain also pictures, tables, charts
or media clips. This section provides a quick overview of how to work with these
objects, however for a more detailed description you are invited to consult the
Impress Guide.
Adding pictures
To add a picture to a contents box:
•Click the Insert Picture icon.
•Use the file browser to select the picture file you want to include. To see a
preview of the picture, check Preview at the bottom of the Insert picture
dialog.
•Click Open.
The picture will resize itself to fill the area of the contents box. Follow the directions
in the Caution note below when resizing it by hand.
Note
You can easily add a picture to a slide outside a contents box. Just
select from the main menu Insert > Picture > From File and follow
the same procedure as above. You will also probably need to move the
picture to the desired location.
Chapter 6 Getting Started with Impress 163

Caution
When resizing a graphic, right-click the picture. Select Position and
Size from the context menu and make sure that Keep ratio is selected.
Then adjust the height or width to the size you need. (As you adjust one
dimension. both dimensions will change.) Failure to do so will cause the
picture to become distorted. Remember also that resizing a bitmap
image will reduce its quality; better by far to create an image of the
desired size outside of Impress.
Adding tables
For displaying tabular data, you can insert basic tables directly into your slides by
choosing the Table contents type. It is also possible to add a table outside a contents
box in a number of ways:
•Choose Insert > Table from the menu bar
•With the Table button on the main toolbar
•With the Table Design button on the table toolbar
•Select a Style option from the Table Design section of the Tasks pane.
Each method opens the Insert Table dialog. Alternatively, clicking on the black arrow
next to the Table button displays a graphic that you can drag and select the number
of rows and columns for your table.
Figure 145: Creating a table with the Insert Table dialog
Note
Selecting from any of the styles in the Table Design section of the Tasks
pane creates a table based on that style. If you create a table by
another method, you can still apply a style of your choice later.
With the table selected, the Table toolbar should appear. If it does not, you can access
it by selecting View > Toolbars > Table. The Table toolbar offers many of the same
buttons as the table toolbar in Writer, with the exception of functions like Sort and
Sum for performing calculations. For those functions, you need to use a spreadsheet
inserted from Calc (discussed below).
After the table is created, you can modify it in much the same ways as you would
modify a table in Writer: adding and deleting rows and columns, adjusting width and
spacing, adding borders, background colors and so on. Detailed information on
working with tables and the Table Properties dialog can be found in Chapter 9 of the
Writer Guide.
By modifying the style of the table from the Table Design section of the Tasks pane,
you can quickly change the appearance of the table or any newly created tables
based on the Style options you select. You can choose to add emphasis to a header
164 Getting Started with OpenOffice.org 3.3

and total row as well as the first and last columns of the table, and apply a banded
appearance to the rows and columns.
Having completed the table design, entering data into the cells is similar to working
with text box objects. Click in the cell you wish to add data to, and begin typing. To
move around cells quickly, use the following key options:
•The arrow keys move the cursor to the next table cell if the cell is empty,
otherwise they move the cursor to the next character in the cell.
•The Tab key moves to the next cell, skipping over the contents of the cell;
Shift+Tab move backwards in this manner.
Adding charts
To insert a chart in a slide you can either use the Insert Chart feature or select
Chart as type for one of the contents box. In both cases Impress will insert a default
chart. To modify the chart type, insert your own data and change the formatting refer
to the Impress Guide.
Adding media clips
You can insert various types of music and movie clips into your slide by selecting the
Insert Movie button in an empty contents box. A media player will open at the
bottom of the screen and you can preview the media. In case of an audio file, the
contents box will be filled with a loudspeaker image.
Caution In Linux-based systems such as Ubuntu, media do not work straight out
of the box. You need to download the Java Media Framework API (JMF)
and add the path to jmf.jar to the Class Path in Tools > Options >
OpenOffice.org > Java.
Adding graphics, spreadsheets, and other objects
Graphics such as shapes, callouts, arrows, and so on are often useful to complement
the text on a slide. These objects are handled much the same as graphics in Draw. For
more information, see Chapter 7 (Getting Started with Draw), the Draw Guide, or
Chapters 4, 5, and 6 in the Impress Guide.
Spreadsheets embedded in Impress include most of the functionality of spreadsheets
in Calc and are therefore capable of performing extremely complex calculations and
data analysis. If you need to analyze your data or apply formulas, these operations
are best performed in a Calc spreadsheet and the results displayed in an embedded
Impress spreadsheet or even better in a native Impress table.
Alternatively, choose Insert > Object > OLE Object from the menu bar. This opens
a spreadsheet in the middle of the slide and the menus and toolbars change to those
used in Calc so that you can start adding data, though you may first need to resize
the visible area on the slide. You can also insert an already existing spreadsheet and
use the viewport to select the data that you want to display on your slide.
Impress offers the capability of inserting in a slide various other types of objects such
Writer documents, Math formulas, or even another presentation. For details on using
these objects, refer to Chapter 7 of the Impress Guide.
Chapter 6 Getting Started with Impress 165

Working with slide masters and styles
A slide master is a slide that is used as the starting point for other slides. It is similar
to a page style in Writer: it controls the basic formatting of all slides based on it. A
slide show can have more than one slide master.
Note
OOo uses three terms for a slide that is used to create other slides:
master slide, slide master, and master page. This book uses the term
slide master, except when describing the user interface.
A slide master has a defined set of characteristics, including the background color,
graphic, or gradient; objects (such as logos, decorative lines, and other graphics) in
the background; headers and footers; placement and size of text frames; and the
formatting of text.
Styles
All of the characteristics of slide masters are controlled by styles. The styles of any
new slide you create are inherited from the slide master from which it was created.
In other words, the styles of the slide master are available and applied to all slides
created from that slide master. Changing a style in a slide master results in changes
to all the slides based on that slide master, but you can modify individual slides
without affecting the slide master.
Slide masters have two types of styles associated with them: presentation styles and
graphic styles. The prepackaged presentation styles can be modified, but new
presentation styles cannot be created. In the case of graphic styles, you can modify
the prepackaged ones and also create new ones.
Presentation styles affect three elements of a slide master: the background,
background objects (such as icons, decorative lines, and text frames), and the text
placed on the slide. Text styles are further divided into Notes, Outline 1 through
Outline 9, Subtitle, and Title. The outline styles are used for the different levels of the
outline to which they belong. For example, Outline 2 is used for the subpoints of
Outline 1, and Outline 3 is used for the subpoints of Outline 2.
Graphic styles affect many of the elements of a slide. Notice that text styles exist in
both the presentation and graphic style selections.
Slide masters
Impress comes with several prepackaged slide masters. They are shown in the
Master Pages section of the Tasks pane. This section has three subsections: Used in
This Presentation, Recently Used, and Available for Use. Click the + sign next to the
name of a subsection to expand it to show thumbnails of the slides, or click the – sign
to collapse the subsection to hide the thumbnails.
Each of the slide masters shown in the Available for Use list is from a template of the
same name. If you have created your own templates, or added templates from other
sources, slide masters from those templates will also appear in this list.
166 Getting Started with OpenOffice.org 3.3

Figure 146: Available master pages (slides)
Creating a slide master
Creating a new slide master is similar to modifying the default slide master.
To start, enable editing of slide masters by View > Master > Slide Master.
On the Master View toolbar, click the New Master icon.
A second slide master appears in the Slides pane. Modify this slide master to suit
your requirements. It is also recommended that you rename this new slide master:
right-click on the slide in the Slides pane and select Rename master from the pop-
up menu.
When you are done, close the Master View toolbar to return to normal slide editing
mode.
Applying a slide master
In the Tasks Pane, be sure the Master Pages section is showing.
To apply one of the slide masters to all slides in your presentation, click on it in the
list.
To apply a different slide master to one or more selected slides:
1) In the Slide Pane, select the slides you want to change.
2) In the Tasks Pane, right-click on the slide master you want to apply to the
selected slides, and click Apply to Selected Slides on the pop-up menu.
Chapter 6 Getting Started with Impress 167

Loading additional slide masters
Sometimes, in the same set of slides, you may need to mix multiple slide masters that
may belong to different templates. For example, you may need a completely different
layout for the first slide of the presentation, or you may want to add to your
presentation a slide from a different presentation (based on a template available on
the hard disk).
The Slide Design dialog makes this possible. Access this dialog either from the menu
bar (Format > Slide design) or by right-clicking on a slide in the Slides pane.
The main window in the dialog shows the slide masters already available for use. To
add more:
1) Click the Load button.
2) Select in the new dialog the template containing the slide master. Click OK.
3) Click OK again to close the slide design dialog.
The slide masters in the template you selected are now shown also in the Master
Pages section of the Tasks pane in the Available for use subsection.
Figure 147: Loading slide masters from a presentation template
Note
The slide masters you have loaded will also be available the next time
you load the presentation. If you want to delete the unused slide
masters, click the corresponding checkbox in the Slide Design dialog.
Due to a bug, if the slide master was not used in the presentation, it is
removed from the list of available slide masters anyway.
168 Getting Started with OpenOffice.org 3.3

Tip To limit the size of the presentation file, you may want to minimize the
number of slide masters used.
Modifying a slide master
The following items can be changed on a slide master:
•Background (color, gradient, hatching, or bitmap)
•Background objects (for example, add a logo or decorative graphics)
•Size, placement, and contents of header and footer elements to appear on
every slide
•Size and placement of default frames for slide titles and content
Before working on the slide master, make sure that the Styles and Formatting
window is open.
To select the slide master for modification:
1) Select View > Master > Slide Master from the menu bar. This unlocks the
properties of the slide master so you can edit it.
2) Click Master Pages in the Tasks pane. This gives you access to the pre-
packaged slide masters.
3) Click on the slide master you want to modify among the ones available (Figure
146).
4) Make changes as required, then click the Close Master View icon on the
Master View toolbar. For details, see Chapter 2 of the Impress Guide
5) Save the file before continuing.
Caution
Any changes made to one slide when in Master View mode will appear
on all slides using this slide master. Always make sure you close Master
View and return to Normal view before working on any of the
presentation slides. Select View > Normal from the menu bar, or click
Close Master View in the Master View toolbar to return to the normal
slide view.
The changes made to one of the slides in Normal view (for example changes to the
bullet point style or the color of the title area and so on...) will not be overridden by
subsequent changes to the slide master. There are cases, however, where it is
desirable to revert a manually modified element of the slide to the style defined in the
slide master: to do that, select that element and choose Format > Default
Formatting from the menu bar.
Using a slide master to add text to all slides
Some of the supplied slide masters have text objects in the footer. You can add other
text objects to the master page for your slides to act as a header or a footer.
1) Choose View > Master > Slide Master from the menu bar.
2) On the Drawing toolbar, select the Text icon.
3) Click once and drag in the master page to draw a text object, and then type or
paste your text into the object or add fields as described below.
4) Choose View > Normal when you are finished.
Chapter 6 Getting Started with Impress 169

The Impress slide master comes with three pre-configured areas for date, footer and
page number.
Select Insert > Page Number or Insert > Date and Time to open a dialog box
where you can configure these three areas.
Figure 148: Configuring the slide footer areas
Tip
To change the number format (1,2,3 or a,b,c or i,ii,iii, etc.) for the page
number field, choose Format > Page and then select a format from the
list in the Layout Settings area.
To change the paragraph style modify the Background Objects
Presentation style.
To add a other information, such as the Author of the presentation or the name of the
file, choose Insert > Fields. and select the required field from the submenu. If you
want to edit a field in your slide, select it and choose Edit > Fields.
The fields you can use in Impress are:
•Date (fixed)
•Date (variable)—updates automatically when you reload the file
•Time (fixed)
•Time (variable)—updates automatically when you reload the file
•Author—First and last names listed in the OpenOffice.org user data
•Page number (slide number)
•File name
170 Getting Started with OpenOffice.org 3.3

Tip To change the author information, go to Tools > Options >
OpenOffice.org > User Data.
Adding comments to a presentation
Starting with OOo 3.2, Impress supports comments (formerly called sticky notes)
similar to those in Writer and Calc.
In Normal View, choose Insert > Comment from the menu bar. A small box
containing your initials appears in the upper left-hand corner of the slide, with a
larger text box beside it (see Figure 149). Impress has automatically added your
name and the date at the bottom of this text box.
Type or paste your comment into the text box. You can optionally apply some basic
formatting to parts of the text by selecting it, right-clicking, and choosing from the
pop-up menu. (From this menu, you can also delete the current comment, all the
comments from the same author, or all the comments in the document.)
Figure 149: A comment
You can move the small comment markers to anywhere you wish on the page.
Typically you might place it on or near an object you refer to in the comment.
To show or hide the comment markers, choose View > Comments.
Select Tools > Options > User Data to configure the name you want to appear in
the Author field of the comment, or to change it.
If more than one person edits the document, each author is automatically allocated a
different background color.
Chapter 6 Getting Started with Impress 171

Setting up the slide show
As mentioned in “Modifying the slide show” on page 159, Impress allocates
reasonable default settings for slide shows, while at the same time allowing for
customizing many aspects of the slide show experience. This section covers only
some aspects; advanced techniques are explained in Chapter 9 (Slide Shows) in the
Impress Guide.
Most of the tasks are best done in Slide Sorter view where you can see most of the
slides simultaneously. Choose View > Slide Sorter from the menu bar or click the
Slide Sorter tab at the top of the workspace.
One slide set – multiple presentations
In many situations, you may find that you have more slides than the time available to
present them or you may want to provide a rapid overview without dwelling on the
details. Rather than having to create a new presentation, you can use two tools that
Impress offers: hiding slides and custom slide shows.
To hide a slide, right-click on the slide thumbnail either in the Slide pane or in the
work area if you are using the Slide Sorter view and choose Hide Slide from the pop-
up menu. Hidden slides are marked by a slashed slide number.
If you want to reorder the presentation, choose Slide Show > Custom Slide Show.
Click on the New button to create a new sequence of slides and save it.
You can have as many slide shows as you want from a single slide set.
Slide transitions
Slide transition is the animation that is played when a slide is changed. You can
configure the slide transition from the Slide Transition drawer in the Tasks pane.
Select the desired transition, the speed of the animation, and whether the transition
should happen when you click the mouse (preferred) or automatically after a certain
number of seconds. Click Apply to all slides unless you prefer to have different
transitions in the presentation.
Tip
The Slide transition section has a very useful choice: Automatic
preview. Select its checkbox. Then when you make any changes in a
slide transition, the new slide is previewed in the Slide Design area,
including its transition effect.
Automatic slides advance
You can set the presentation to automatically advance to the next slide after a set
amount of time (for example kiosk mode or carousel) from the Slide Show > Slide
Show Settings menu or to advance automatically after a pre-set amount of time
different for each slide. To set up the latter, choose Slide Show > Rehearse
Timings. When using this tool, start the slide show; a small timer is displayed in the
bottom left corner. When you are ready to advance to the next slide, click on the
timer. Impress will memorize the timings and at the next slide show will advance
automatically after the timer expires.
172 Getting Started with OpenOffice.org 3.3

Running the slide show
To run the slide show, do one of the following:
•Click Slide Show > Slide Show.
•Click the Slide Show button on the Presentation toolbar.
•Press F5 or F9 on the keyboard.
If the slide transition is Automatic after x seconds, let the slide show run by itself.
If the slide transition is On mouse click, do one of the following to move from one
slide to the next:
•Use the arrow keys on the keyboard to go to the next slide or to go back to the
previous one.
•Click the mouse to move to the next slide.
•Press the spacebar on the keyboard to advance to the next slide.
Right-click anywhere on the screen to open a menu from which you can navigate the
slides and set other options.
To exit the slide show at any time including at the end, press the Esc key.
Chapter 6 Getting Started with Impress 173

Chapter 7
Getting Started with
Draw
Vector Drawing in OpenOffice.org
174

What is Draw?
Draw is a vector graphics drawing program, although it can also perform some
operations on raster graphics (pixels). Using Draw, you can quickly create a wide
variety of graphical images.
Vector graphics store and display an image as simple geometric elements such as
lines, circles, and polygons rather than a collections of pixels (points on the screen).
Vector graphics allow for easier storage and scaling of the image.
Draw is fully integrated into the OpenOffice.org (OOo) suite, and this simplifies
exchanging graphics with all components of the suite. For example, if you create an
image in Draw, reusing it in a Writer document is as simple as copying and pasting
the image. You can also work with drawings directly from within Writer or Impress,
using a subset of the functions and tools from Draw.
Draw’s functionality is extensive; even though it was not designed to rival high-end
graphics applications, it possesses more functions than the drawing tools that are
integrated with office productivity suites.
A few examples of drawing functions are:
•Layer management
•Magnetic grid point system
•Dimensions and measurement display
•Connectors for making organization charts
•3D functions that enable small three-dimensional drawings to be created (with
texture and lighting effects)
•Drawing and page style integration
•Bézier curves
This chapter introduces some of Draw’s features, but it does not attempt to cover all
of them. See the Draw Guide and the application Help for more information.
The Draw workspace
The main components of the Draw workspace are shown in Figure 150.
You can surround the drawing area with toolbars and information areas. The number
and position of the visible tools vary with the task in hand and user preferences.
Therefore, your setup may look different. For example, many users put the main
Drawing toolbar on the left-hand side of the workspace, not at the bottom as shown
here.
You can split drawings in Draw over several pages. Multipage drawings are used
mainly for presentations. The Pages pane, on the left side of the Draw window in
Figure 150 gives an overview of the pages that you create. If the Pages pane is not
visible on your setup, you can enable it from the View menu (View > Page Pane).
Chapter 7 Getting Started with Draw 175

Figure 150. Initial Draw window
Rulers
You should see rulers (bars with numbers)
on the upper and left-hand side of the
workspace. The rulers show the size of a
selected object on the page (see the gray
double lines, highlighted in Figure 151).
When no object is selected, they show the
location of the mouse pointer, which helps
to accurately position drawing objects more
accurately.
You can also use the rulers to manage
object handles and guide lines, making it
easier to position objects. The age
margins in the drawing area are also
represented on the rulers. You can
change the margins directly on the rulers
by dragging them with the mouse.
To modify the unit of measurement of a
ruler, right-click on the ruler and select
one of the measurement units. The two
rulers can have different units.
176 Getting Started with OpenOffice.org 3.3
Figure 152. Ruler units
Figure 151: Rulers show the size of the
selected object

Status bar
The Status bar is located at the bottom of the screen (in all OOo components); it
includes several Draw-specific fields.
For details on the contents and use of these fields, see Chapter 1 (Introducing
OpenOffice.org) in this book and Chapter 1 (Introducing Draw) in the Draw Guide.
Note
The sizes are given in the current measurement unit (not to be
confused with the ruler units). This unit is defined in Tools > Options
> OpenOffice.org Draw > General, where you can also change the
scale of the page. Another way to change the scale is to double-click on
the number shown in the status bar.
Figure 153: Left end of the Draw status bar
Figure 154: Right end of Draw status bar
Toolbars
To display or hide the various Draw toolbars. choose View > Toolbars. On the menu
that appears, select which toolbars you want to display. For more about working with
toolbars, see Chapter 1 (Introducing OpenOffice.org) in this book.
The tools available in the Draw toolbars are explained in the following sections. The
appearance of the toolbar icons may vary depending on your operating system and
the selection of icon size and style in Tools > Options > OpenOffice.org > View.
Standard toolbar
The Standard toolbar is the same for all OpenOffice.org components and is not
described in detail in this chapter.
Line and Filling toolbar
The Line and Filling toolbar lets you modify the main properties of a drawing object.
See page 193 for details.
Chapter 7 Getting Started with Draw 177

Text Formatting toolbar
If the selected object is text, the toolbar changes to the Text Formatting toolbar,
which is similar to the Formatting toolbar in Writer. For more information, see
Chapter 4 (Getting Started with Writer) in this book.
Drawing toolbar
The Drawing toolbar is the most important toolbar in Draw. It contains all the
necessary functions for drawing various geometric and freehand shapes and for
organizing them on the page.
Options toolbar
Use the Options toolbar to activate or deactivate various drawing aids. To display the
Options toolbar, select View > Toolbars > Options.
Figure 155: Options toolbar
Choosing and defining colors
Color Bar
To display the Color Bar, use View > Toolbars > Color Bar. The toolbar then
appears at the bottom of the workspace.
This toolbar lets you rapidly choose the color of the objects in your drawing. The first
box in the panel corresponds to transparency (no color).
You can access several specialized color palettes in Draw, as well as change
individual colors to your own taste. To do this, choose Format > Area or the pouring
can icon on the Line and Filling toolbar. This opens the Area dialog. Choose the
Colors tab.
To load another palette, click on the Load Color List button (circled). The file
selector dialog asks you to choose one of the standard OOo palettes (files bearing the
file extension *.soc). For example, web.soc is a color palette that is particularly
adapted to creating drawings that are going to appear in Web pages. The colors will
correctly display on workstations with screens displaying at least 256 colors.
The color selection box also lets you individually change any color by modifying the
numerical values in the fields provided to the right of the color palette. You can use
the color schemes known as CMYK (Cyan, Magenta, Yellow, Black), and RGB (Red,
Green, Blue).
178 Getting Started with OpenOffice.org 3.3

Figure 156. Changing the color palette
Click on the Edit button to open the Color dialog, where you can set individual
colors. See “Color options” in Chapter 2 (Setting Up OpenOffice.org) of this book.
Many more input possibilities are available in this dialog.
For a more detailed description of color palettes and their options, see Chapter 8
(Tips and Tricks) in the Draw Guide.
Positioning objects with snap functions
In Draw, objects can be accurately and consistently positioned using grid points,
special snap points and lines, object frames, individual points on objects, or page
edges. This function is known as Snap.
The snap function is easier to work with at the highest practical zoom value. You can
use two different snap functions at the same time, for example snapping to a guide
line and to the page edge. It is best, however, to activate only those functions that
you really need.
This section summaries the snap-to-grid function. For more detailed information
about the snap functions, see Chapter 8 (Tips and Tricks) and Chapter 10 (Advanced
Draw Techniques) in the Draw Guide.
Snap to grid
Use this function to move an object exactly to a grid point (see Figure 157). This
function can be switched on and off with View > Grid > Snap to Grid and on the
Options toolbar with the icon .
Chapter 7 Getting Started with Draw 179

Figure 157: Exact positioning with snap to grid
Showing the grid
To make the grid visible, choose View > Grid > Display Grid. Alternatively, turn the
grid on (or off) with the icon on the Options toolbar.
Configuring the grid
The color, spacing, and resolution of the grid points can be individually chosen for
each axis. The spacing between the lines is defined in the Grid options dialog (Tools
> Options > OpenOffice.org Draw > Grid).
Figure 158: Setting grid options
In the dialog shown in Figure 158, you can set the following parameters:
•Vertical and horizontal spacing of the dots in the grid. You can also change the
unit of measurement used in the general Draw options (Tools > Options >
OpenOffice.org Draw > General).
180 Getting Started with OpenOffice.org 3.3

•The resolution is the size of the squares or rectangles in the grid. If the
resolution is Horizontal 1 cm, Vertical 2 cm, the grid consists of rectangles 2
cm high and 1 cm wide.
•Subdivisions are additional points that appear along the sides of each
rectangle or square in the grid. Objects snap to subdivisions as well as to the
corners of the grid.
•The pixel (pix element) size of the snap area defines how close you need to
bring an object to a snap point or line before it will snap to it.
Changing the color of the grid points
The default grid dots are light gray, which can be hard to see. To change the color of
the grid points, choose Tools > Options > OpenOffice.org > Appearance.
Figure 159: Changing the grid color
In the Drawing / Presentation section, you can change the color of the grid points. On
the Color Settings pulldown menu, select a more suitable/visible color, for example
black.
Positioning objects with guiding lines
To simplify the positioning of objects it is possible to make visible guiding lines—
extensions of the edges of the object—while it is being moved. These guiding lines
have no snap function.
The guiding lines can be activated or deactivated under Tools > Options >
OpenOffice.org Draw > View > Guides when moving, or by clicking on the
icon on the Options toolbar.
Chapter 7 Getting Started with Draw 181

The basic drawing shapes
Draw provides a wide range of shapes, located in palettes accessed from the Drawing
Toolbar. This section describes only a few of the basic shapes. These shapes include;
rectangles and squares, circles, ellipses, and arcs, 3D objects, curves, lines and
arrows, text, and connectors. All shapes in Draw are called objects. See the Draw
Guide for a complete description of the shapes available.
Note
When you draw a basic shape or select one for editing, the Info field at
the left side in the status bar changes to reflect the present action: Line
created, Text frame xxyy selected, and so on.
Figure 160 shows part of the Drawing toolbar with the icons needed in the following
sections. The Text icon is also included.
Figure 160: Part of the Drawing toolbar
Drawing a straight line
Click on the Line icon on the Drawing toolbar and position the mouse pointer
where you want to start the line. Drag the mouse while keeping the button pressed.
Release the mouse button at the point where you want to end the line.
A selection handle appears at each end of the line, showing that this is the currently
selected object.
Figure 161: Drawing a straight line
To restrict the angle of the line to a multiple of 45 degrees (0, 45, 90, 135, and so on),
hold down the Shift key while you draw the line.
To snap the end of the line to the nearest grid point, hold down the Control (Ctrl) key
pressed while drawing the line.
Note
The effect of the Ctrl key depends on the settings of the Snap to Grid
option on the View > Grid menu:
Snap to Grid on: Ctrl deactivates the snap option for this activity.
Snap to Grid off: Ctrl activates the snap option for this activity.
To extend the line symmetrically in both directions from the starting point, hold down
the Alt key while drawing the line.
182 Getting Started with OpenOffice.org 3.3

To change line attributes (for example, the color or line type), select the line by
clicking on it, then use the tools in the Line and Filling toolbar; or for more control,
right-click on the line and choose Line to open the Line dialog.
Drawing an arrow
Arrows are drawn like lines. Draw classifies arrows as a subgroup of lines: Lines with
arrowheads. The information field on the status bar shows them only as lines. Click
on the Line Ends with Arrow icon to draw an arrow.
Choosing line endings
Several types of line endings (arrows, circles, squares, and others) are available in
Draw. Choose View > Toolbars > Arrows, or click on the small black triangle on the
Lines and Arrows icon on the Drawing toolbar, to open a toolbar with ten
tools for drawing lines and arrows. The last-used command is stored on the toolbar to
make it quicker to call it up again.
1Line 5Line (45°) 8Line with square/arrow
2Line Ends with Arrow 6Line starts with arrow 9Dimension line
3Line with arrow/circle 7Line with circle/arrow 10 Line with arrows
4Line with arrow/square
Figure 162: Arrows toolbar
Drawing a rectangle or square
Drawing a rectangle is similar to drawing a straight line, except that you click on the
Rectangle icon from the Drawing toolbar, and the (imaginary) line drawn by the
mouse corresponds to a diagonal of the rectangle. The rectangle changes shape as
you drag the mouse around.
Figure 163: Drawing a rectangle
Chapter 7 Getting Started with Draw 183
1 2 3 4
5 6 7 8
9 10

Hold down the Shift key to draw a square. Hold down the Alt key to draw a rectangle
starting from its center. To combine the effects, hold down both the Shift and Alt keys
simultaneously.
Drawing a circle or ellipse
To draw an ellipse (also called an oval) or a circle, use the Ellipse icon from the
Drawing toolbar. (A circle is simply an ellipse with both axes the same length.) The
ellipse drawn is the largest ellipse that fits inside the (imaginary) rectangle drawn
with the mouse.
Figure 164: Drawing an ellipse
Here are some other ways to draw an ellipse or circle:
•To draw a circle, hold down the Shift key while dragging the mouse.
•To draw an ellipse with the starting point at the center (instead of the corner),
hold down the Alt key while dragging the mouse.
•To draw a circle with the starting point at the center, hold down both the Alt
and Shift keys while dragging the mouse.
•To draw an ellipse or circle that snaps to the nearest grid points, hold down
the Ctrl key while dragging the mouse.
Note
If you first press and hold down the Ctrl key and then click on one of the
icons for Line, Rectangle, Ellipse, or Text, a standard sized object is
drawn automatically in the work area; the size, shape, and color are all
standard values. These attributes can be changed later, if desired.
Drawing curves
The tools for drawing curves or polygons are on the toolbar that appears when you
click arrow next to the Curve icon on the Drawing toolbar. This toolbar contains
eight tools (Figure 165).
If you move the mouse cursor over one of the icons, a tooltip pops up with a
description of the function.
Note
Hovering the mouse pointer over this icon gives a tooltip of Curve. If
you convert the icon to a floating toolbar, however, the title is Lines, as
shown in Figure 165.
184 Getting Started with OpenOffice.org 3.3

1Curve, filled 4Freeform line, Filled 7Polygon (45°)
2Polygon, filled 5Curve 8Freeform line
3Polygon (45°), filled 6Polygon
Figure 165: Curves toolbar (incorrectly titled "Lines")
Polygons
Draw the first line from the start point with the left mouse button held down. As
soon as you release the mouse button, a first corner point is drawn; move the
mouse to see how the second line will look. Every mouse click sets another corner
point. A double-click ends the drawing. A filled polygon automatically joins the last
point to the first point to close off the figure and fills it with the current standard
fill color. A polygon without filling will not be closed at the end of the drawing.
Polygon 45°
Like ordinary polygons, these are formed from lines but with angles of 45 or 90
degrees between them.
Freeform line
With this tool you can draw just like with a pencil. Press and hold the left mouse
button and drag the mouse. It is not necessary to end the drawing with a double-
click. Just release the mouse button and the drawing is completed. If you have
selected Freeform Line, Filled, the end point is joined automatically to the start
point and the object is filled with the appropriate color.
Curves and filled curves
For a description of the handling of curves and filled curves, see Chapter 10
(Advanced Draw Techniques) in the Draw Guide.
Writing text
Use the Text tool to write text and select the font, color, size, and other attributes.
Click at the location where you want to position the text or click and drag to create a
larger text frame. Press Enter to move the cursor to the next line.
When you have finished typing text, click outside the text frame. Double-click on the
text at any time to edit it.
When you use the Text tool, the Text formatting toolbar is visible; it includes the
usual paragraph attributes: indents, first line, and tab stops.
You can create Graphics styles that you can reuse for other text frames. Select
Format > Styles and Formatting or press F11 to open the Styles and Formatting
window. Graphics styles affect all of the text within a text frame. To style parts of the
text, use direct formatting with the toolbar.
Chapter 7 Getting Started with Draw 185

Text frames can also have fill colors, shadows, and other attributes, just like any
other Draw object. You can rotate the frame and write the text at any angle. These
options are available by right-clicking on the object.
Use the Callout tool , located on the Drawing toolbar, to create callouts (also
known as captions or figure labels).
If you double-click on an object or press F2 (or the Text icon in the Drawing toolbar)
when an object is selected, text is written in the center of the object and remains
within the object. Nearly any kind of object contains such an additional text element.
These texts have slight differences to those in text frames concerning position and
hyphenation.
For more about text, see Chapter 2 (Drawing Basic Shapes) and Chapter 10
(Advanced Draw Techniques) in the Draw Guide.
Gluepoints and connectors
All Draw objects have associated invisible gluepoints, which become visible when you
choose any of the connectors under the Connector icon on the Drawing toolbar
and then move the mouse pointer over the object.
Most objects have four gluepoints, as shown in Figure 166. You can add more
gluepoints, and customize gluepoints, using the toolbar under the Gluepoint icon
on the Drawing toolbar.
Figure 166: Four gluepoints
Gluepoints are different from handles (the small blue or green squares around an
object). The handles are for moving or resizing an object. The gluepoints attach
connectors to an object.
Connectors are lines or arrows whose ends automatically dock to gluepoints on an
object. When you move the other object, the connector moves with it. Connectors are
particularly useful for making organizational charts. You can reorganize the blocks of
your chart and all the connected objects stay connected.
186 Getting Started with OpenOffice.org 3.3

Figure 167 shows two Draw objects and a connector.
Figure 167: A connector between two objects
Draw offers a range of different connectors and connector functions. Open the
floating Connector toolbar by clicking on the arrow next to the Connector icon .
For more about connectors and gluepoints, see Chapter 9 (Organization Charts, Flow
Diagrams, and More) in the Draw Guide.
Drawing geometric shapes
Geometric shapes include basic shapes, symbol shapes, block arrows, flowcharts,
callouts, and stars.
Figure 168 shows part of the Drawing toolbar with the icons referred to in the
following sections. Clicking on the arrow next to the icon opens a floating toolbar
with the relevant work tools.
Tip The use of all these tools is similar to that of the Rectangle tool, even
though they produce different geometric shapes.
Figure 168: Part of the main Drawing toolbar
Basic shapes
The Basic Shapes icon makes available the range of
tools for drawing basic shapes, including a rectangular tool
identical to the one on the main toolbar.
The only differences you will see are in the information
field in the status bar (in this case, “shape selected” rather
than “Rectangle selected”).
Chapter 7 Getting Started with Draw 187

Symbol shapes
The Symbol Shapes icon provides an array of tools
for drawing the various symbols.
Block arrows
The Block Arrows icon opens the Block Arrows
toolbar.
Flowcharts
The tools for drawing flowcharts are accessed by clicking
on the Flowcharts icon .
The creation of flowcharts, organization charts, and similar
planning tools are described in Chapter 9 (Organization
Charts, Flow Diagrams, and More) in the Draw Guide.
Callouts
Use the Callouts icon to open the Callouts
toolbar.
Stars and banners
These tools are associated with the Stars icon .
You can add text to all these shapes. See Chapter 2 (Drawing Basic Shapes) and
Chapter 10 (Advanced Draw Techniques) in the Draw Guide for details.
188 Getting Started with OpenOffice.org 3.3

Selection modes
There are three selection modes: moving and changing size, editing, and rotating
points.
To set the default mode (either moving and changing sizes or editing) for selecting
objects, click on the Points button from the Drawing toolbar.
In standard mode (when you begin a new drawing), the Points
button is not active, and the default mode is for selections to be
moved or changed in size; these selections are indicated by small
green squares.
When the Points button is active, the default mode is for
selections to be edited; these selections are indicated by blue
squares. Some objects will have one or more extra handles,
which are larger or colored differently. This is explained in more
detail in Chapter 3 of the Draw Guide.
Selections for rotating objects are indicated by small red circles
and a symbol representing the center of rotation. To choose
these selections, click on the Effects drop-down button
from the Drawing toolbar.
Changing the selection mode
To go from one mode to another, you can do one of the following:
•Choose the Points button from the Drawing toolbar to switch from the
simple selection mode to Points mode. You can also use the keyboard shortcut
F8 (Points).
•Choose the Effects drop-down button from the Drawing toolbar to activate
the Rotation mode for a selected object.
•If you often work in Rotation mode, you can choose the Rotation Mode after
Clicking Object button from the Options bar, you can cycle through
normal and rotation modes just by clicking on the object. This can be more
convenient than repeatedly clicking on the object, then clicking the Rotate
button from the Drawing Toolbar.
•To stop working in Rotation mode, click the Rotation Mode after Clicking
Object button again.
Chapter 7 Getting Started with Draw 189

Selecting objects
Direct selection
To easiest way to select an object is to click directly on it. For objects that are not
filled, click directly on the object's outline to select it.
Selection by framing
You can select several objects at once by using the mouse to
drag a large rectangle around the objects, as shown. For this to
work, the Select icon on the Drawing toolbar must be
active. Only objects that lie entirely within the rectangle are
selected.
Selecting hidden objects
Even if objects are located behind others and not visible, they can still be selected.
Hold down the Alt key and click where the object is located. If there are several
overlapping objects, hold down the Alt key and click until you reach the object you
want. To cycle through the objects in reverse order, hold down the Alt+Shift keys.
The number and type of selected objects is shown at the left of the status bar to help
you select the correct object.
Note
This method generally works in Windows, but on a Linux system it
usually does not. If the Alt key on your system does not operate as
described above, use the Tab key method described below.
To select an object that is covered by another object using the keyboard, press the
Tab key to cycle through the objects, stopping at the object you wish to select. To
cycle through the objects in reverse order, press Shift+Tab. This may not be practical
if you have a large number of objects in your drawing.
When you click on the selected object, its outline will appear
briefly through the objects covering it.
In the illustration to the right, the square located beneath
the circle was selected in this way (the circle was made
transparent in order to see the square).
Arranging objects
In a complex drawing, several objects may be stacked on top of one another. To
rearrange the stacking order (move an object to the front or to the back of the stack),
select the object, choose Modify > Arrange and choose Bring Forward or Send
Backward. Or right-click the object, choose Arrange from the context menu, then
choose Bring Forward or Send Backward.
190 Getting Started with OpenOffice.org 3.3

These options are also available from the Arrange tear-off toolbar from the
button on the Drawing toolbar. A keyboard shortcut is Shift+Ctrl+plus sign to bring
an object to the top, and Shift+Ctrl+minus to send an object to the bottom.
Draw also provides tools for aligning multiple objects; details are given in the Draw
Guide.
Selecting several objects
To select or deselect several objects one by one, press the Shift key and click on the
various objects to be selected or deselected. One click on an object selects it; a
second click on the same object deselects it.
Moving and dynamically adjusting an object’s size
There are several ways of moving or changing the size of an object. The dynamic
method described here uses the mouse.
When you dynamically change an object, remember to check the left-hand area of the
status bar at the bottom of the Draw window. This area shows detailed information
about the ongoing manipulation. This information changes when the mouse is moved.
Dynamic movement of objects
To move an object, select it and then click within the object’s
border and hold down the left mouse button while dragging
the mouse.
During movement, the shape of the object appears a faded
version of the shape to help with repositioning.
To drop the object at its new location, release the mouse
button. The new position appears immediately in the Status
Bar.
Dynamic size modification of objects
To change the size of a selected object (or group of selected
objects) with the mouse, move one of the handles located
around the selection. As shown in the following illustration, a
faded version of the new object shape is shown.
The results depend on which handle you use. To resize an object along one axis, use
the appropriate side handle. To resize both axes, use a corner handle. The new size
appears immediately in the status bar.
Note
If you press the Shift key while resizing an object, the change in size
will be carried out symmetrically with respect to the two axes, so that
the aspect (height/length) ratio of the object remains the same.
Chapter 7 Getting Started with Draw 191

Rotation
Rotating an object lets you move the object around an axis. To do this dynamically
(with the mouse), use the red handles, as you do when changing the size of the
object.
Note
Rotation works in a slightly different way for 3D objects because the
rotation occurs in 3D space and not in one plane. See Chapter 7
(Working with 3D Objects) in the Draw Guide regarding rotation when
Edit Points mode is active.
To rotate an object (or a group of objects), drag the red corner handle point of the
selection with the mouse. The mouse cursor takes the shape of an arc of a circle with
an arrow at each end. A faded version of the object being rotated appears and the
current angle of rotation is dynamically shown in the status bar.
Rotations are made around an axis which is displayed as a small symbol, as shown in
Figure 169. You can move the axis of rotation with the mouse.
If you hold down the Shift key during the rotation, the operation will be carried out in
increments of 15°.
Figure 169: Rotating an object
Inclination and perspective
To slant or shear objects, use the red handles located at the midpoint of an edge of
the selected objects. The mouse pointer changes to a when the pointer hovers
over one of these midpoint handles. Not every object can be slanted; basic shapes can
be rotated but not slanted.
The slant axis is the point directly opposite the
midpoint handle to be used for shearing the object.
This point stays fixed in location; the other sides
and edges move in relation to it as the mouse is
dragged (make sure that the handle icon is
showing before dragging).
As with rotation, you can set the inclination
(slanting) to occur in steps of 15° by pressing the
Shift key while moving the handle.
192 Getting Started with OpenOffice.org 3.3

Editing objects
To change an object’s attributes (such as color and border width) you can use the
Line and Filling toolbar or the context menu.
If the Line and Filling toolbar (Figure 170) is not visible, you can display it using
View > Toolbars > Line and Filling. From here you can edit the most common
object attributes. You can also open the Line dialog by clicking on the Line icon
and the Area dialog by clicking on the Area icon to see more options.
1 Styles and Formatting
2 Line
3 Arrow Style
4 Line Style
5 Line Width
6 Line Color
7 Area
8–9 Area Style / Filling
10 Shadow
Figure 170: Line and Filling toolbar
When you select text, this toolbar changes to show text formatting options.
The context menu
When an object is selected, you can right-click on the object to bring up a context
menu, which provides additional access to the options shown above and another way
to change an object’s attributes. The entries with a small arrow on the right-hand
side contain a submenu.
Editing lines and borders
Lines, arrows, and the borders of an object are
managed through the Line dialog. An object’s border is
just another type of line.
You can change some properties from the Line and Filling toolbar. To see more
options, select the object and click on the Line icon or right-click on the object
and choose Line from the context menu. This opens the Line dialog.
Common line properties
In most cases the property you want to change is the line’s style (solid, dashed,
invisible, and so on), its color, or its width. These options are all available from the
Line and Filling toolbar (Figure 170).
You can also edit these properties from the Line dialog, where you can also change
the line’s transparency. Figure 171 illustrates different degrees of transparency.
Chapter 7 Getting Started with Draw 193

Figure 171: The vertical lines have different
levels of transparency (0%, 25%, and 50%).
Drawing arrows
Arrowheads (and other line endings—usually referred to collectively as
arrows) are a line property. Select a line and click on the Arrow Style
icon from the Line and Filling toolbar. This opens the Arrowheads
menu.
Several types of arrowheads are available. Each end of the line can have
a different arrowhead (or no arrowhead).
Arrowheads are only applicable to lines. They have no effect on an
object’s border.
Customizing line and arrow styles
You can modify the line and arrow styles and create your own. See Chapter 4
(Changing Object Attributes) in the Draw Guide for details.
Editing the inside (fill) of an object
The OpenOffice.org term for the inside of an object is Area fill. The area fill of an
object can be a uniform color, a gradient, a hatching, or an image. It can be made
partly or fully transparent and can throw a shadow.
In most cases, you will choose one of the standard fill options, which are all available
from the Line and Filling toolbar. You can also define your own area fills; see Chapter
4 of the Draw Guide for details.
194 Getting Started with OpenOffice.org 3.3

Adding a shadow
In Draw, shadows are considered as an area property. Click
on the Shadow icon on the Line and Filling toolbar.
You can customize the position, distance, color, and
transparency of shadows by using Format > Area >
Shadow or by right-clicking on the selected object and
choosing Area > Shadow.
Adding transparency
You can make objects partly or fully transparent, or even with a varying degree of
transparency (as a gradient).
Using styles
Suppose that you want to apply the same area fill, line thickness, and border to a set
of objects. This repetitive process can be greatly simplified by the use of styles. Styles
allow you to define a formatting template (a style) and then to apply that style to
multiple objects. For more information about styles, see Chapter 3 (Using Styles and
Templates) in this book.
Special effects
With Draw, you can apply many special effects to objects and groups of objects. This
section describes a few of these effects. More effects include distorting, shadows, and
transparency can be found in Chapter 4 (Changing object Attributes) of the Draw
Guide.
Flip an object
Select an object and click on the Flip icon . You will see a
dashed line through the middle of the object.
This dashed line is the axis of symmetry. The object will be
flipped around this line. Move one or both ends of the line with
your mouse to set the orientation of the axis.
Then, grab any one of the eight green handles and move it across
to the other side of the dashed line. The new position of the
figure is shown dashed until the mouse is released.
Note If you hold down the Shift key while moving the line, the line will rotate
in 45-degree increments.
Chapter 7 Getting Started with Draw 195

Mirror copies
Move the axis of symmetry to the desired location of the mirror axis. Copy the object
to the clipboard. Flip the object, then click on an empty area of the Draw screen in
order to deselect the object. Paste from the clipboard to put a copy of the object in its
original location and now you have a mirror copy.
Distorting an image
There are three tools on the Effects menu that let you drag the corners and edges of
an object to distort the image.
The Distort tool distorts an object in perspective, the Set to Circle (slant) and Set
in Circle (perspective) tools both create a pseudo three-dimensional effect. See
Chapter 4 of the Draw Guide for details.
Dynamic gradients
You can control transparency gradients in the same manner as color gradients. Both
types of gradient can be used together. With a transparency gradient, the direction
and degree of an object’s fill color changes from opaque to transparent (in a regular
gradient, the fill changes from one color to another, but the degree of transparency
remains the same). See Chapter 4 of the Draw Guide for details.
Duplication
Duplication makes copies of an object while applying a set of changes (such as color
or rotation) to the duplicates. The result of a duplication is a new group of objects.
To start duplication, click on an object or group and choose Edit > Duplicate. The
dialog shown in Figure 172 appears.
The options chosen in Figure 172 applied to a blue rectangle produce the following
result.
196 Getting Started with OpenOffice.org 3.3

Figure 172: Duplicating an object
Cross-fading
Cross-fading transforms a shape from one form to another. The result is a new group
of objects including the start and end points and the intermediate steps.
To carry out a cross-fade, first select two objects (hold the Shift key while selecting
each object in turn) and then choose Edit > Cross-fading.
On the Cross-fading dialog, choose the number of increments (transition steps). You
probably want to have Cross-fade attributes and Same orientation both checked. The
end result is shown in Figure 174.
Figure 173: Choosing cross-fading settings
Figure 174: Cross-fading example
Chapter 7 Getting Started with Draw 197

Combining multiple objects
Using Draw, you can combine drawing objects together in two distinct ways:
grouping and combining. These two methods allow you to treat multiple objects as
one unit, or to merge objects to form a new shape.
Grouping is like putting objects in a container. You can move them as a group and
apply global changes to them. A group can always be undone and the objects that
make up the group can always be manipulated separately.
A combination is a permanent fusion of objects leading to a new object. The original
objects are no longer available as individual entities and the operation is not
reversible.
Grouping by common selection
When several objects are selected, any operations you carry out are applied to all of
the objects. For example, you can rotate a group of objects in its entirety. Groups
obtained through common selection of several objects are undone as soon as you
click outside the group. However, you can group objects and keep those selected
objects grouped together.
Maintaining groups and undoing groups
To group objects, first select the objects, then right-click and choose Group from the
pop-up menu. You can also use the keyboard shortcut Control+Shift+G or choose
Modify > Group from the menu bar.
When objects are grouped, any editing operations carried out on that group are
applied to all members of the group. If you click on one member of the group, the
whole group is selected.
The objects of a group retain their own individual properties. To undo a group, right-
click and choose Ungroup from the pop-up menu, use the keyboard shortcut
Control+Alt+Shift+G or choose Modify > Ungroup from the menu bar.
You can edit a member of a group individually without breaking the group. To do this,
right-click and choose Enter group or double-click on the group.
Combining objects
In contrast to grouping functions, combinations create a new object; subsequent “un-
combining” in the same manner as ungrouping is not possible. Select a collection of
objects, then right-click and choose Combine from the pop-up menu.
After you have selected more than one object, the Merge, Subtract, and Intersect
functions can be reached in the Modify > Shapes menu or though the group’s right-
click menu under the heading Shapes.
198 Getting Started with OpenOffice.org 3.3

Aids for positioning objects
Draw has various tools to help you arrange the objects with respect to each other:
•Moving an object to the front or to the back
•Aligning objects with respect to each other
•Distributing the distance and space between objects
See Chapter 5 (Combining Multiple Objects) in the Draw Guide for more information.
Inserting and editing pictures
Draw contains a number of functions for editing raster graphics (bitmaps)—for
example, photos and scanned images—including import and and export as well as
conversion from one format to another. Draw can read in all the usual range of
graphic file formats.
You can add pictures from several sources:
•The Gallery—see Chapter 11 (Graphics, the Gallery, and Fontwork)
•Directly from a scanner (Insert > Picture > Scan)
•Images created by another program, including photographs from a digitial
camera (Insert > Picture > From File)
Draw provides tools for working with bitmap images: the Picture toolbar and the
bitmap image management palette. However, it does not have the same capabilities
as the specialized raster graphics programs like Adobe Photoshop or The Gimp. See
Chapter 6 (Editing Pictures) in the Draw Guide for details and examples.
Working with 3D objects
Although Draw does not match the functionality of the leading drawing or picture
editing programs, it is capable of producing and editing very good 3D drawings.
Draw offers two types of 3D objects: 3D bodies, and 3D shapes. Depending on which
type you choose, there are different possibilities for further editing of the object
(rotation, illumination, perspective). 3D shapes are simpler to set up and edit than 3D
bodies, but 3D bodies currently allow for more customization.
See Chapter 7 (Working with 3D Objects) in the Draw Guide for details.
Exporting graphics
To save a Draw image in a format other than *.odg, use File > Export. Draw can
save to many graphic file formats, as listed in Appendix B (Background Information)
of this book. You can export the entire file or selected objects.
You can also export Draw files to HTML, PDF, or Flash. PDF export is the same as for
any part of OpenOffice.org, as described in Chapter 10 (Printing, Exporting, and E-
mailing) of this book. Flash export creates a .swf file.
HTML export uses a conversion wizard that creates as many web pages as there are
pages in your Draw document. You can optionally choose to display the pages in
frames with a navigator and can set an index page. For more information, see
Chapter 12 (Creating Web Pages: Saving Documents as HTML Files) of this book.
Chapter 7 Getting Started with Draw 199

Adding comments to a drawing
Starting with OOo 3.2, Draw supports comments (formerly called notes) similar to
those in Writer and Calc.
Choose Insert > Comment from the menu bar. A small box containing your initials
appears in the upper left-hand corner of the Draw page, with a larger text box beside
it. Draw has automatically added your name and the date at the bottom of this text
box.
Type or paste your comment into the text box. You can optionally apply some basic
formatting to parts of the text by selecting it, right-clicking, and choosing from the
pop-up menu. From this menu, you can also delete the current comment, all the
comments from the same author, or all the comments in the document.
You can move the small comment markers to anywhere you wish on the page.
Typically you might place it on or near an object you refer to in the comment.
To show or hide the comment markers, choose View > Comments.
Choose Tools > Options > User Data to enter the name you want to appear in the
Author field of the comment.
If more than one person edits the document, each author is automatically allocated a
different background color.
200 Getting Started with OpenOffice.org 3.3

Chapter 8
Getting Started with Base
OpenOffice.org’s Database Component
201

Introduction
A data source, or database, is a collection of pieces of information that can be
accessed or managed by OpenOffice.org (OOo). For example, a list of names and
addresses is a data source that could be used for producing a mail merge letter. A
shop stock list could be a data source managed through OOo.
Note
OpenOffice.org uses the terms “Data Source” and “Database” to refer to
the same thing, which could be a database such as MySQL or dBase or a
spreadsheet or text document holding data.
This chapter covers creating a database, showing what is contained in a database and
how the different parts are used by OOo. It also covers using the Base component of
OOo to register other data sources. A data source can be a database, spreadsheet, or
text document.
Note
OOo Base uses the HSQL database engine. All of the files created by this
engine are kept in one zipped file. The database forms are included in this
zipped file.
A database consists of a number of fields that contain the individual pieces of data.
Each table of the database is a group of fields. When creating a table, you also
determine the characteristics of each field in the table. Forms are for data entry into
the fields of one or more tables associated with the form. They can also be used for
viewing fields from one or more tables associated with the form. A query creates a
new table from the existing tables based upon how you create the query. A report
organizes the information of the fields of a query in a document according to your
requirements.
Caution
The database in OOo requires Java Runtime Environment (JRE). If you do
not have it on your computer, you can download it from www.java.com
and install it following the instructions on the site. It should be Java 5.0
or higher. In OOo, use Tools > Options > OpenOffice.org > Java to
register Java.
Windows' version of JRE can not be used, while there are other versions
that can.
Base creates relational databases. This makes it fairly easy to create a database in
which the fields of the database have relationships with each other.
For example: Consider a database for a library. It will contain a field for the names of
the authors and another field for the names of the books. There is an obvious
relationship between the authors and the books they have written. The library may
contain more than one book by the same author. This is what is known as a one-to-
many relationship: one author and more than one book. Most if not all the
relationships in such a database are one-to-many relationships.
Consider an employment database for the same library. One of the fields contains the
names of the employees while others contain the social security numbers, and other
personal data. The relationship between the names and social security numbers is
one-to-one: only one social security number for each name.
If you are acquainted with mathematical sets, a relational database can easily be
explained in terms of sets: elements, subsets, unions, and intersections. The fields of
202 Getting Started with OpenOffice.org 3.3

a database are the elements. The tables are subsets. Relationships are defined in
terms of unions and intersections of the subsets (tables).
To explain how to use a database, we will create one for automobile expenses. In the
process, we will be explaining how a database works.
Planning a database
The first step in creating a database is to ask yourself many questions. Write them
down, and leave some space between the questions to later write the answers. At
least some of the answers should seem obvious after you take some time to think.
You may have to go through this process a few times before everything becomes clear
in your mind and on paper. Using a text document for these questions and answers
makes it easier to move the questions around, add additional questions, or change
the answers.
Here are some of the questions and answers I developed before I created a database
for automobile expenses. I had an idea of what I wanted before I started, but as I
began asking questions and listing the answers, I discovered that I needed additional
tables and fields.
What are the fields going to be? My expenses divided into three broad areas: fuel
purchases, maintenance, and vacations. The annual cost for the car’s license plate
and driver’s license every four years did not fit into any of these. It will be a table of
its own: license fees.
What fields fit the fuel purchases area? Date purchased, odometer reading, fuel cost,
fuel quantity, and payment method fit. (Fuel economy can be calculated with a query.)
What fields fit the maintenance area? Date of service, odometer reading, type of
service, cost of service, and next scheduled service of this type (for example, for oil
changes list when the next oil change should be). But it would be nice if there was a
way to write notes. So, a field for notes was added to the list.
What fields fit the vacations area? Date, odometer reading, fuel (including all the
fields of the fuel table), food (including meals and snacks), motel, total tolls, and
miscellaneous. Since these purchases are made by one of two bank cards or with
cash, I want a field to state which payment type was used for each item.
What fields fit into the food category? Breakfast, lunch, supper, and snacks seem to
fit. Do I list all the snacks individually or list the total cost for snacks for the day? I
chose to divide snacks into two fields: number of snacks and total cost of snacks. I
also need a payment type for each of these: breakfast, lunch, supper, and total cost of
snacks.
What are the fields that are common to more than one area? Date appears in all of
the areas as does odometer reading and payment type.
How will I use this information about these three fields? While on vacation, I want the
expenses for each day to be listed together. The date fields suggest a relationship
between the vacation table and the dates in each of these tables: fuel and food, This
means that the date fields in these tables will be linked as we create the database.
The type of payment includes two bank cards and cash. So, we will create a table
with a field for the type of payment and use it in list boxes in the forms.
Chapter 8 Getting Started with Base 203

Tip
While we have listed fields we will create in the tables of the database,
there is one more field that may be needed in a table: the field for the
primary key. In some tables, the field for the primary key has already
been listed. In other tables such as the payment type, an additional field
for the primary key must be created.
Creating a new database
To create a new database, choose File > New > Database from the menu bar, or
click the arrow next to the New icon on the Standard toolbar and select Database
from the dropdown menu. Both methods open the Database Wizard.
On the first page of the Database Wizard, select Create a new database and then
click Next.
The second page has two questions. Make sure the choice for the first question is
Yes, register the database for me and the choice for the second question is Open
the database for editing. Click Finish.
Note
If the database is not registered, it will not be accessible to the other OOo
components such as Writer and Calc. If the database is registered, other
components can access it.
Save the new database with the name Automobile. This opens the Automobile –
OpenOffice.org Base window. Figure 175 shows part of this window.
Figure 175: Creating database tables
Tip
Every time the Automobile database is opened, the Automobile –
OpenOffice.org Base window opens. Changes can then be made to the
database. The title for this window is always <database name> –
OpenOffice.org Base.
204 Getting Started with OpenOffice.org 3.3

Caution
As you create a database, you should save your work regularly. This means
more than just saving what you have just created. You must save the whole
database as well.
For example, when you create your first table, you must save it before you
can close it. When the table is first saved, it is also made part of the
database.
Creating database tables
In a database, a table stores information for a group of things we call fields. For
example, a table might hold an address book, a stock list, a phone book or a price list.
A database can have from one to several tables.
To work with tables, click the Tables icon in the Database list, or press Alt+a. The
three tasks that you can perform on a table are in the Tasks list (see Figure 175).
Using the Wizard to create a table
Wizards are designed to do the basic work. Sometimes this is not sufficient for what
we want; in those cases we can use a wizard as a starting point and then build upon
what it produces.
The Table Wizard in Base contains two categories of suggested tables: business and
personal. Each category contains sample tables from which to choose. Each table has
a list of available fields. We can delete some of these fields and add other fields.
A field in a table is one bit of information. For example, a price list table might have
one field for item name, one for the description, and a third for the price.
Since none of the fields we need for our Automobile database are contained in any of
the sample wizard tables, we will create a simple table using the wizard that has
nothing to do with our database. This section is an exercise in explaining how the
Wizard works.
The Wizard permits the fields of the table to come from more than one suggested
table. We will create a table with fields from three different suggested tables in the
Wizard.
Caution
Every table requires a Primary key field. (What this field does will be
explained later.) We will use this field to number our entries and want
that number to automatically increase as we add each entry.
Click Use Wizard to Create Table. This opens the Table Wizard (Figure 176).
Step 1: Select fields.
We will use the CD-Collection Sample table in the Personal category to select the
fields we need.
1) Category: Select Personal. The Sample Tables dropdown list changes to a list
of personal sample tables.
2) Sample tables: Select CD-Collection. The Available fields box changes to a list
of available fields for this table.
Chapter 8 Getting Started with Base 205

3) Selected fields: Using the > button, move the following fields from the
Available fields window to the Selected fields window in this order:
CollectionID, AlbumTitle, Artist, DatePurchased, Format, Notes, and
NumberofTracks.
4) Selected Fields from another sample table. Click Business as the Category.
Select Employees from the dropdown list of sample tables. Use the > button to
move the Photo field from the Available fields window to the Selected fields
window. It will be at the bottom of the list directly below the NumberofTracks
field.
5) If you make a mistake in selecting fields, click on the field name in the
Selected fields list and use the < button to move it from the Selected fields list
back to the Available fields list.
6) If you make a mistake in the order of the selected fields, click on the field
name that is in the wrong order and use the Up or Down arrow on the right
side of the Selected fields list to move the field name to the correct position.
7) Click Next.
Figure 176: Selecting fields for the table
Step 2: Set field types and formats.
In this step you give the fields their properties. When you click a field, the
information on the right changes. (See Figure 177.) You can then make changes to
meet your needs. Click each field, one at a time, and make the changes listed below.
206 Getting Started with OpenOffice.org 3.3

Figure 177: Changing field types
Note
If any of these fields requires an entry, set Entry required to Yes. An entry
with that field blank will then not be allowed. In general, only set Entry
required to Yes if something must always be put in that field. By default,
Entry required is set to No.
•CollectionID: Change AutoValue from No to Yes.
•AlbumTitle:
–Entry required: Leave Entry required as No, unless all of your music is in
albums.
–Length: Unless you have an album title that exceeds 100 characters
counting the spaces, do not change the length.
Note
In Base the maximum length of each field must be specified on creation. It
is not easy to change this later, so if in doubt specify a greater length.
Base uses VCHAR as the field format for text fields. This format only uses
the actual number of characters in a field up to the limit set. So, a field
containing 20 characters will only use space for 20 characters even if the
limit is set at 100. Two album titles containing 25 and 32 characters
respectively will use space for 25 and 32 characters and not 100
characters.
•Artist: Use the Default setting. And since music has artists, set Entry Required
to Yes.
•Date Purchased: Field type: default date setting. Entry required should be No.
(You may not know the date.)
•Format: Only change the Entry Required setting: from No to Yes.
•Notes: No changes are required.
•NumberofTracks: Change the Field Type to Tiny Integer [TINYINT]. Your
allowable number of tracks will be 999. Small Integer [SMALLINT] would
allow 99999 tracks if you needed more than 999 tracks.
•Photo: Use the default settings.
When you have finished, click Next.
Chapter 8 Getting Started with Base 207

Note
Each field has a Field Type, which must be specified. Types include text,
integer, date, and decimal. If the field is going to have general information
in it (for example, a name or a description), use text. If the field will always
contain a number (for example, a price), the type should be decimal or
another numerical field. The wizard picks the right field type, so to get an
idea of how this works, see what the wizard has chosen for different fields.
Step 3: Set primary key.
1) Create a primary key should be checked.
2) Select option Use an existing field as a primary key.
3) In the Fieldname dropdown list, select CollectionID.
4) Check Auto value if it is not already checked.
5) Click Next.
Note
A primary key uniquely identifies an item (or record) in the table. For
example, you might know two people called “Randy Herring” or three
people living at the same address and the database needs to distinguish
between them.
The simplest method is to assign a unique number to each one: number the
first person 1, the second 2, and so on. Each entry has one number and
every number is different, so it is easy to say “record ID 172”. This is the
option chosen here: CollectionID is just a number assigned automatically
by Base to each record of this table.
Step 4: Create the table.
1) If desired, rename the table at this point. If you rename it, make the name
meaningful to you. For this example, make no changes.
2) Leave the option Insert data immediately checked.
3) Click Finish to complete the table wizard. Close the window created by the
table wizard. You are now back to the main window of the database with the
listing of the tables, queries, forms, and reports. Notice that a table named
“CD-Collection” is now listed in the Tables portion of the window.
Creating a table by copying an existing table
If you have a large collection of music, you might want to create a table for each type
of music you have. Rather than creating each table from the wizard, you can make
copies of the original table, naming each according to the type of music contained in
it.
1) Click on the Tables icon in the Database pane to see the existing tables.
2) Right-click on the CD-Collection table icon. Choose Copy from the pop-up
menu.
3) Move the mouse pointer below this table, right-click, and select Paste. The
Copy table dialog opens.
4) Change the table name to Pop and click Next.
5) Click the >> button to move all the fields from the left box to the right box and
click Next.
6) Since all the fields already have the proper Field type, no changes should be
needed. However, this is the time and place to make any changes if they are
208 Getting Started with OpenOffice.org 3.3

needed. (See Caution below for the reason why.) Click Create. The new table
is created.
Caution
Once tables have been created using the wizard and data has been
entered, editing them should be very limited. Fields can be added or
deleted, but adding a field requires taking the time to enter the data for
that one field for every record having an entry for that field.
Deleting a field deletes all the data once contained in that field.
Changing the field type of a field can lead to data being lost either
partially or completely. When creating a new table, it pays to create the
fields with the correct names, length, and format before you add any
data.
Deleting a table removes all of the data contained in every field of the
table. Unless you are sure, do not delete a table.
Creating tables in Design View
Design View is a more advanced method for creating a new table, in which you
directly enter information about each field in the table. We will use this method for
the tables of our database.
Note While the Field type and formatting are different in Design View, the
concepts are the same as in the Wizard.
The first table to be created is Fuel. Its fields are FuelID, Date, FuelCost,
FuelQuantity, Odometer, and PaymentType.
1) Click Create Table in Design View.
2) FuelID field:
a) Type FuelID as the first Field Name. Press the Tab key to move to the
Field Type column.
b) Select Integer [INTEGER] as the Field Type from the dropdown list. (The
default setting is Text [VARCHAR].)
Tip
A shortcut for selecting from the Field Type dropdown list: press the key
for the first letter of the choice. You can cycle through the choices for a
given letter by repeatedly pressing that key.
c) Change the Field Properties in the bottom section.
Change AutoValue from No to Yes.
d) Set FuelID as the Primary key.
Right-click on the green triangle to the left of FuelID (Figure 178) and
choose Primary Key from the menu. This places a key icon in front of
FuelID.
Chapter 8 Getting Started with Base 209

Figure 178: Defining the primary key field
Note
The primary key serves only one purpose: to uniquely identify the record.
Any name can be used for this field. We have used FuelID for
convenience, so we know to which table it belongs.
3) All other fields (Date, FuelCost, FuelQuantity, Odometer, and PaymentType):
•Type the next field name in the Field Name column.
•Select the Field Type for each field.
–For Date use Date[DATE]. (Press the D key to select it.)
–PaymentType uses Text [VARCHAR], the default setting.
–All other fields use Number [NUMERIC]. (Press the N key once to
select it.)
•FuelCost, FuelQuantity, and Odometer need changes in the Field
Properties section (Figure 179).
–FuelQuantity: Change Length to 6 and Decimal places to 3. (Many
fuel pumps measure fuel to thousands of a gallon in the USA where I
live.)
–Odometer: Change the Length to 10 and the Decimal places to 1.
–FuelCost: Change the Length to 5 and Decimal places to 2. Click the
Format example button. This opens the Field Format window
(Figure 180). Use Currency as the Category and your currency as the
Format. My currency has two decimal places. Use what is appropriate
for yours.
210 Getting Started with OpenOffice.org 3.3

Figure 179: Changing field properties
Figure 180: Field Format options
4) To access additional formatting options, click the button to the right of the
Format example field.
5) Description can be anything, or can be left blank.
6) To save and close the table, choose File > Save. Name the table Fuel. Close
the Fuel table.
Follow the same steps to create the Vacations table. The fields and their field types
are listed in Figure 181. Make sure you make the Date field the primary key before
closing. (Right-click the gray box to the left of Date and select Primary key from the
menu.) Save the table and name it Vacations. Close the Vacations table.
Chapter 8 Getting Started with Base 211

Figure 181: Fields in Vacations table
Creating tables for the list box
When the same information can be used in several fields, design a table for each type
of information. Each table will contain two fields: the information field and ID, in that
order.
Caution
You must create these tables with the information field listed first and
the ID field listed last. Failure to do so will produce the wrong results.
For my Payment table, I use Name and ID as my fields, with Dan, Kevin,
and Cash being the Name entries. The corresponding ID entries are 0, 1,
2. When the Name field is listed first in the table, one of the three names
will appear in the payment field of the Fuel table. If the ID field is listed
first, 0, 1, or 2 appear in the payment field instead.
1) Follow the directions in “Creating tables in Design View” on page 209. In the
table, the two fields can be Type and PaymentID. In the Field Properties, set
AutoValue to Yes for the PaymentID field. Set the PaymentID field as the
primary key. (See Figure 182.)
2) Save the table using the name Payment Type.
Figure 182: Table in Design View
Note
If you have several tables to create with the same fields, design one table
and produce the other tables by cutting and pasting. (See “Creating a table
by copying an existing table” on page 208.)
212 Getting Started with OpenOffice.org 3.3

Adding data to the list table
List tables do not require a form. Instead, add their data directly to the table. In this
example, use the names of the two people with a bank card and Cash for cash
purchases.
1) In the main database window, click on the Tables icon (Figure 175). In the list
of tables, right-click on Payment Type and select Open from the pop-up menu.
a) Enter Dan in the Type column in the first row. Press the Tab key to move
to the second row. Notice that the PaymentID value for this row changes
from <AutoField> to 0.
b) Enter Kevin in the second row. The PaymentID changes to 1.
c) Enter Cash in the third row. The PaymentID changes to 2.
2) Save and close the table window.
Tip You can also use the Enter key to move from entry field to entry field, or
use the down arrow key to move from row to row.
Defining relationships
Now that the tables have been created, what are the relationships between our
tables? This is the time to define them based upon the questions we asked and
answered in the beginning.
When on vacation, we want to enter all of our expenses all at one time each day. Most
of these expenses are in the Vacations table, but the fuel we buy is not. So, we will
relate these two tables using the Date fields. Since the Fuel table may have more
than one entry per date, this relationship between the Vacations and Fuel tables is
one to many. (It is designated 1:n.)
The Vacations table also contains several fields for the type of payment used. For
each field listing the payment type, there is only one entry from the Payment Type
table. This is a one to one relationship: one field in one table to one entry from the
other table. (It is designated 1:1.) Other tables also contain fields for the type of
payment. The relationship between the fields of those tables and the Payment Type
table are also 1:1.
Since the Payment Type table only provides a static list, we will not be defining a
relationship between the Payment Type table and the fields of the other tables which
use the entries of the Payment Type table. That will be done when the forms are
created.
The Fuel and Maintenance tables do not really have a relationship even though they
share similar fields: Date and Odometer.
Tip As you create your own databases, you need to also determine where
tables are related and how.
1) To begin defining relationships, choose Tools > Relationships. The
Automobile – OpenOffice.org Base: Relation Design window opens and the Add
Tables dialog pops up. (You can also open it by clicking the Add Tables icon on
the Relation Design window.)
2) On the Add Tables dialog, use either of these ways to add a table to the
Relation Design window:
Chapter 8 Getting Started with Base 213

•Double-click the name of the table. In our case, do this for both Vacations
and Fuel.
•Or, click the name of the table and then click Add for each table.
3) Click Close to close the Add Tables dialog when you have added the tables you
want.
4) You can define the relationship between the Vacations and Fuel tables in two
ways:
•Click and drag the Date field in the Fuel table to the Date field in the
Vacations table. When you release the mouse button, a connecting line
forms between the two date fields (Figure 183).
Figure 183: Designation for a 1:n relationship
•Or, click the New Relation icon. This opens the Relations window
(Figure 184). Our two tables are listed in the Tables involved section.
–In the Fields involved section, click the dropdown list under the Fuel
label.
–Select Date from the Fuel table list.
–Click in the cell to the right of this dropdown list. This opens a
dropdown list for the Vacations table.
–Select Date from the Vacations table list. It should now look like
Figure 184.
–Click OK.
Figure 184: Selected fields in a relationship
5) Modifying the Update options and Delete options section of the Relation
window.
a) Right-click the line connecting the Date fields in the two table lists to open
a menu.
b) Select Edit to open the Relations dialog (Figure 185).
c) Select Update cascade.
d) Select Delete cascade.
214 Getting Started with OpenOffice.org 3.3

e) Click OK to close the Relations dialog and choose File > Save to save the
Relation Design window.
While these options are not strictly necessary, they do help. Having them
selected permits you to update a table that has a relationship defined with
another table. It also permits you to delete a field from the table.
Figure 185: Update options and Delete options section
Creating a database form
Databases are used to store data. But, how is the data put into the database? Forms
are used to do this. In the language of databases, a form is a front end for data entry
and editing.
Figure 186: Fields of a simple form Figure 187: Simple form with additions
A simple form consists of the fields from a table (Figure 186). More complex forms
can contain much more, including additional text, graphics, selection boxes, and
many other elements. Figure 187 is made from the same table with a text label (Fuel
Purchases), a list box placed in PaymentType, and a graphic background.
Using the Wizard to create a form
We will use the Form Wizard to create a Vacations form, which will contain a form
and a subform.
In the main database window (Figure 175), click the Forms icon in the left column. In
the Tasks list, double-click Use Wizard to Create Form to open the Form Wizard
(Figure 188). Simple forms require only some of these steps, while more complex
forms may use all of them.
Chapter 8 Getting Started with Base 215

Step 1: Select fields.
1) Under Tables or queries, select Table: Vacations. Available fields lists the fields
for the Vacations table.
2) Click the right double arrow to move all of these fields to the Fields in the
form list. Click Next.
Figure 188: Form Wizard steps
Step 2: Set up a subform.
Since we have already created a relationship between the Fuel and Vacations tables,
we will use that relationship. If no relationship had been defined, this would be done
in step 4.
1) Click the box labeled Add Subform.
2) Click Subform based upon existing relation.
3) Fuel is listed as a relation we want to add. So, click Fuel to highlight it, as in
Figure 189. Click Next.
Figure 189: Adding a subform
216 Getting Started with OpenOffice.org 3.3

Step 3: Add subform fields.
This step is exactly the same as step 1. The only difference is that not all of the fields
will be used in the subform.
1) Fuel is preselected under Tables or queries.
2) Use the >> button to move all the fields to the right.
3) Click the FuelID field to highlight it.
4) Use the < button to move the FuelID to the left.
5) Click Next.
Figure 190: Selecting fields of a subform
Step 4: Get joined fields.
This step is for tables or queries for which no relationship has been defined. Because
we have already defined the relationship, the wizard skips this step.
Note
It is possible to create a relationship between two tables that is based
upon more than one pair of fields. How to do that and why is discussed
in the Base Guide.
Caution
When selecting a pair of fields from two tables to use as a relationship,
they have to have the same field type. That is why we used the Date
field from both tables: both their field types are Date[DATE].
Whether a single pair of fields from two tables are chosen as the
relationship or two or more pairs are chosen, certain requirements must
be met for the form to work.
•No field from the subform can be the Primary key for its table. (FuelID
cannot be used.)
•Each pair of joined fields must have the same file type.
•One of the fields from the main form must be the Primary key for its
table. (Date would have to be used.)
Chapter 8 Getting Started with Base 217

Step 5: Arrange controls.
Each control in a form consists of two
parts: label and field. This step in creating
the form determines where a control’s
label and field are placed in relationship
with each other. The four choices from
left to right are Columnar left, Columnar -
Labels on top, As Data Sheet, and In
Blocks - Labels Above.
1) Arrangement of the main form:
Click the second icon (Columnar -
Labels on top). The labels will be
placed above their field.
2) Arrangement of the subform: Click
the third icon (As Data Sheet). (The
labels are column headings and the
field entries are in spreadsheet
format.) Click Next.
Step 6: Set data entry.
Unless you have a need for any of these entries to be checked, accept the default
settings. Click Next.
Step 7: Apply styles.
1) Select the color you want in the Apply Styles list. (I chose the beige which is
Orange 4 in the Color table.)
2) Select the Field border you want. (I prefer the 3-D look. You might want to
experiment with the different possible settings.)
3) Click Next.
Step 8: Set name.
1) Enter the name for the form. In this case, it is Fuel.
2) Click Modify the form.
3) Click Finish. The form opens in Edit mode.
Modifying a form
We will be moving the controls to different places in the form and changing the
background to a picture. We will also modify the label for the PaymentType field as
well as change the field to a list box.
First, we must decide what we want to change. The discussion will follow this ten
step outline of our planned changes.
1) Provide a dropdown capability for the Date field in the main form, and
lengthen the field to show the day of the week, month, day, and year.
2) Shorten the length of the payment fields (all fields containing the word
Payment).
3) Move the controls into groups: food, fuel subform, and miscellaneous.
218 Getting Started with OpenOffice.org 3.3

4) Change the wording of some of the labels. Some single words should be two
words. Some abbreviations should be used if possible (Misc. for
miscellaneous).
5) Change the lengths of several fields and labels. Only Lunch, Supper, Motel,
and Tolls have acceptable lengths. But for a better appearance, changes will be
made to these as well.
6) Replace all the fields whose label ends in Payment with a list box containing
the entries from the Payment Type table.
7) Lengthen the Note field vertically, add a scroll bar, and move it.
8) Make changes in the Date and PaymentType columns of the subform that are
similar to the changes in the main form.
9) Add headings for each group in the main form.
10) Change the background to a picture, then modify some of the labels so that
they can be read clearly. Change the font color of the headings.
Here are some methods that we will be using in these steps. The controls in the main
form consists of a label and its field. Sometimes we want to work with the entire
control, other times we want to work with only the label or the field, and there are
times when we want to work with a group of controls.
•Clicking a label or field selects the entire control. A border appears around the
control with eight green handles. You can then drag and drop it where you
want.
Figure 191: A selected control
•Control+click a label or field selects only the label or the field. You can press
the Tab key to change the selection from the field to the label or the label to
the field.
Figure 192: Selecting a field of a control
•Moving a group of controls is almost as easy as moving one of them.
1) Click the field of the top left control to be moved, to select it.
2) Move the cursor to just above and to the left of the selected control.
3) Drag the cursor to the bottom right of the group of controls and release
the mouse button.
As you drag the cursor, a dashed box appears showing what is contained
in your selection. Make sure it is big enough to include the entire length of
all the controls.
When you release the mouse button, a border with its green handles
appears around the controls you selected.
Chapter 8 Getting Started with Base 219

Figure 193: Selecting multiple controls
Move the cursor over one of the fields. It changes to a drag icon. Drag the
group of controls to where you want them.
Tip
When either changing size or moving a control, two properties of the Form
Design toolbar should be selected: Snap to Grid, and Guides when Moving.
Your controls will line up better, and an outline of what you are moving
moves as the cursor moves.
You should also have both rulers active (View > Ruler).
Step 1: Change the Date field.
1) Control+click the Date field to select it.
2) Move the cursor over the middle green handle on the right side. It should
change to a double-headed arrow.
3) Hold the left mouse button down as you drag the cursor to the right until the
length is 6 cm. The vertical dashed line is lined up with the 6. Release the
mouse button.
4) Click the Control icon in the Form Controls toolbar. The Properties: Date Field
window opens. Each line contains a property of the field.
Figure 194: Form Controls toolbar
•Scroll down to the Date format property. This is a dropdown list with
Standard (short) as the default setting. Click it to open the list. Select the
Standard (long) entry.
•Scroll down to the Dropdown property. Its default setting is No. It is also a
dropdown list. Click to open the list. Select Yes.
Tip
To see what the Date field will look like, click the Form Mode On/Off
icon (the second icon from the left in Figure 194). You can do this any
time you want to see the form with the changes you have made.
Step 2: Shorten the width of some fields.
All of the fields with a label containing the word payment are too wide. They need
shortening before the controls are moved.
1) Control+click the BPayment field.
Figure 195: Selecting a field
220 Getting Started with OpenOffice.org 3.3

2) Move the cursor over the middle green handle on the right. The cursor
becomes a double-headed arrow.
3) Drag the cursor to the left until the field is 2.5 cm wide (1 inch).
Tip
If you have the Snap to Grid and Guides when moving icons selected in
the Design Format toolbar, you will see how wide the field is as you
shorten it.
4) Repeat these steps to shorten these fields: Lpayment, SPayment, SnPayment,
Mpayment, and MiscPayment.
Step 3: Move the controls to group them by category.
We want to move the controls so that they look like Figure 196.
Figure 196: Positioning of controls
1) Click the first control you want to move. A border appears around the control
with eight green handles.
2) Move the cursor over the label or field of the control. It change shape to a drag
icon.
3) Drag and drop the control to where you want it.
Caution
Do not use Control+click when moving a field. It moves either the field
or the label but not both. To move both, use a mouse click and drag to
the desired spot.
4) Use the same steps to move the rest of the controls to where they belong.
Step 4: Change the label wording.
Field names have been single words for some time. However, the labels for the fields
in a form can be more than one word. So, we will change them by editing the text in
the label.
Chapter 8 Getting Started with Base 221

Note
The table wizard in Base contains suggested fields which are single
words, often consisting of two separate words. Table names in the wizard
have been that way also. However, you can use multiple words as the
name of a field, label, or table. We will do so when we create a list box for
each of the payment type controls.
1) Control+click the SnackNo label. Do one of the following:
•Right-click the SnackNo label and select Control from the pop-up menu.
•Or, click the Control icon in the Form Control toolbar (Figure 194).
2) The dialog that opens is labeled Properties: Label Field. It contains all of the
properties of the selected label.
•In the Label selection, edit the label to Snack No.
•Close the Properties dialog.
3) Use the same procedure to change these labels as well: BPayment to Payment,
LPayment to Payment, SPayment to Payment, Miscellaneous to Misc.,
SnackCost to Snack Cost, MPayment to Payment, MiscPayment to Misc.
Payment, and MiscNotes to Misc. Notes.
Tip
You can modify all of the listings in the Properties window. For example, if
you change the Alignment from Left to Center, the word or words in the
label are centered within the label. When you have some time, you might
want to experiment with different settings just to see the results you get.
Step 5: Change the widths of the labels and fields.
We want the following controls to be 2 cm wide (0.8 inches): Breakfast, Lunch,
Supper, Odometer, Snack No., Tolls, Snack Cost, Motel, and Misc. All of the payment
fields were changed in step 2, but Misc. Payment needs to be changed to 3 cm (1.2
inches).
1) Right-click Breakfast and choose Position and Size. On the Position and Size
dialog, change Width to 2 cm.
2) Repeat for the other listed controls, using 3 cm for Misc.Payment.
Caution
When changing the position or size of an entire control, use the Position
and Size dialog or the drag and drop method.
When working with either the label or the field (but not both at the same
time), you can use the Properties dialog to make these changes when
you want to be exact. However, you need to be careful not to
accidentally select the entire control for use with the Properties dialog
or you will apply the exact same values to both the label and field. For
example, if you enter the values for a new position, both the field and
the label moves to the same position and the field is positioned on top of
the label. Then you have to move each of them to where you want them.
Note
To open the Properties window, right-click a control and select Control
from the pop-up menu. Or, you can click the Control icon in the Form
Controls toolbar. Just be careful, and use Control+Z to undo any
mistakes you may make. Detailed instructions on how to use the
Properties window will be in the Base Guide.
222 Getting Started with OpenOffice.org 3.3

Step 6: Replace fields with other fields.
We want to replace the PaymentType field with a List Box. Then we can choose the
type of payment from the Payment Type table rather than having to manually enter
the type. In my case, each of my payment types begins with a different letter. If I
enter the first letter of the payment type, the rest of the word automatically appears.
I can then go to the next field.
1) Control+click the Payment field for Breakfast. The green handles appear
around the field but not around the Label.
Figure 197: Selecting a field of a control
2) Right-click within the green handles and select Replace with > List Box.
3) Click the Control icon in the Form Controls toolbar to open the Properties: List
Box dialog.
4) On the General tab, scroll down to the Dropdown selection. Change the No to
Yes.
Figure 198: Dropdown list open to reveal choices
5) Click the Data tab.
•Type of list contents is a dropdown list. Change it to Sql.
Figure 199: Type of list contents dropdown list
Chapter 8 Getting Started with Base 223

•Type the following exactly as it is in the List contents box:
SELECT "Type", "Type" FROM "Payment Type"
Figure 200: List content for payment type fields
Note
What you wrote is called an SQL command. The words SELECT and FROM
are written in capital letters because they are commands. When the
command SELECT is used, it requires a field name within quotation marks
and then the field’s alias, also within quotation marks. In this case, the
field and its alias are the same. The FROM command requires the name of
the table which contains the field. Single-word table names do not require
quotation marks, but multiple-word table names do.
•Repeat these steps for the payment fields for Lunch, Supper, Motel,
Snacks, and Misc. The main form should look like Figure 201 as far as
where the controls are located. It also shows what the Note control should
look like. Those changes are explained in the next step.
•Close the Properties window.
Figure 201: Position of controls in main form
Step 7: Change the Misc. Notes field.
We want the Misc. Notes control, which has a field type of Memo, to have a vertical
scrollbar for additional text space if desired.
1) Control+click the Misc. Notes field. The green handles should surround the
field but not its label.
224 Getting Started with OpenOffice.org 3.3

2) Click the Control icon to open the Properties window (Figure 202).
3) Scroll down to the Scrollbars setting. Change the selection from None to
Vertical in this dropdown list.
Figure 202: Scrollbar selections in the Properties window
4) Close the Properties window.
5) Lengthen the Misc. Notes field by moving the cursor over the middle green
handle at the bottom of the field and dragging down until the length is 6 cm
(2.4 inches).
Step 8: Change labels and fields in the subform.
The subform is located at the bottom of the form. We want to widen the Date column,
change the field in the PaymentType column to a list box, and change the label for
the PaymentType column to two words.
To widen the Date column, move the mouse pointer over the dividing line between
the Date and FuelCost columns. When the pointer changes shape, click and drag to
move the divider to the right.
To change the PaymentType column:
1) Right-click the label PaymentType and choose Replace with > List box from
the menu.
2) Again right-click the label PaymentType to open the menu. Select Column to
open the Properties dialog (Figure 203).
3) In the Label box, change PaymentType to Payment Type.
4) Click the Data tab.
5) From the Type of list contents dropdown list, select Sql.
6) Type the following exactly as it is written:
SELECT "Type", "Type" FROM "Payment Type"
7) Close the Properties dialog.
Chapter 8 Getting Started with Base 225

Figure 203: Properties window for control in a subform
Step 9: Add headings to groups.
This step is easier to do if you have end-of-paragraph markers visible. Choose View >
Nonprinting Characters to turn them on.
1) Make sure the cursor in in the upper left corner. If it is not, click in that corner
to move it there.
2) Press the Enter key to move the cursor down to the space between the Date
field and the Breakfast field.
3) Change the Apply Styles dropdown list from Default to Heading 2.
Figure 204: Apply Styles list
4) Use the spacebar to move the cursor to where you want the heading to start.
5) Type the heading Meals.
6) Use the spacebar to move the cursor to the center of snack area.
7) Type the heading Snacks.
8) Use the Enter key to move the cursor between the Supper control and the
subform.
9) Use the spacebar to move the cursor to the center of the subform.
10) Type the heading Fuel Data.
Note
If you know how to use styles, you can open the Styles and Formatting
window using F11. Right-clicking the Heading 2 paragraph style allows
you to modify the appearance of all three headings. See Chapter 6 of the
Writer Guide for details.
226 Getting Started with OpenOffice.org 3.3

Step 10: Change the background of a form.
The background for a form can be a color, or a graphic (picture). You can use any of
the colors in the Color Table at Tools > Options > OpenOffice.org > Colors. If you
know how to create custom colors, you can use them. You can also use a picture
(graphic file) as the background.
If you choose a dark background, you many need to change many of the labels and
headings so they can be seen.
1) Select the labels of the top row of controls.
a) Control+click the Date label.
b) Control+shift+click the rest of the labels of the top row. The border will
gradually grow to the right as you do this until all the labels are enclosed
in it.
Figure 205: Selecting multiple labels at one time
c) Click the Control icon in the Design Form toolbar to open the Properties
dialog.
d) Change the Background color selection from Default to Light cyan. (This is
a dropdown list.) Close the Properties dialog.
2) Select the other labels in the same way and then change their background
color.
3) To change the font color for the headings:
a) Open Styles and Formatting using the F11 key. Make sure the Paragraph
icon is selected at the left end of the icons in Figure 206.
b) Right-click the Heading 2 style to open a pop-up window and select
Modify from this menu.
c) In the Paragraph Style Heading 2 dialog, click the Font Effects tab.
Change Font color from Automatic to Light Cyan.
Figure 206: Styles and Formatting window
d) Click OK to close the dialog.
Chapter 8 Getting Started with Base 227

Tip
Learning how to use styles can be very helpful at times. By using styles,
we changed the font color for all three headings at one time. There are
other methods of changing the font color, but they require repeating the
same steps for each heading.
4) To add a graphic to the background:
a) Right-click on the background and select Page from the pop-up menu.
b) On the Page Style dialog, click the Background tab, change the As
dropdown list from Color to Graphic.
c) Click Browse to find and select the graphic file you want to use, and click
Open. In the Type section of the Background tab, select Area.
d) Click OK to close the dialog. The form should look like Figure 207.
Figure 207: Finished form
Step 11: Change the tab order.
The Tab key moves the cursor from field to field. This is much easier to do than to
click each field to enter data into it. It also permits us to group our expenses into
areas before we begin entering data. For example, all of our meal receipts can be
grouped together as can our snacks and also our fuel purchases.
1) Control+click the Date field.
2) Click the Form Design icon in the Form Controls toolbar to open the Form
Design toolbar (Figure 208), or choose View > Toolbars > Form Design to
open this toolbar.
3) Click the Activation Order icon (circled).
228 Getting Started with OpenOffice.org 3.3

Figure 208: Form Design toolbar with Activation Order icon circled
4) Rearrange the order of the fields in the Tab Order window.
a) Find the txtMPayment listing near the bottom of the list and click it.
b) Click the Move Up button until txtPayment is just below fmtMotel.
c) Use the same two steps to put the fields in the same order as in Figure
209. Click OK.
Figure 209: Tab order for the main form
5) Save and close the form.
6) Save the database.
Creating forms and subforms in Design View
This method requires using the Form Controls and Form Design toolbars extensively.
These techniques are beyond the scope of this document. Instructions for creating
forms using Design view will be described in the Database Guide.
Accessing other data sources
OpenOffice.org allows data sources to be accessed and then linked into OOo
documents. For example, a mail merge links an external document containing a list of
names and addresses into a letter, with one copy of the letter being generated for
each entry.
To access a data source that is not a *.odb file:
Chapter 8 Getting Started with Base 229

1) File > New > Database opens the Database Wizard window.
2) Select Connect to an existing database. Click the arrow next to the
Database type field and select the database type from the dropdown list. Click
Next.
3) Click Browse and select the database. Click Next.
4) Accept the default settings: Register the database for me, and Open the
database for editing. Click Finish. Name and save the database in the location
of your choice.
Accessing a spreadsheet as a data source
Accessing a spreadsheet is similar to accessing other databases:
1) Choose File > New > Database.
2) Select Connect to an existing database. Select Spreadsheet as the Database
type.
3) Click Browse to locate the spreadsheet you want to access. If the spreadsheet
is password protected, check the Password required box. Click Next.
4) If the spreadsheet requires a user’s name, enter it. If a password is also
required, check its box. Click Next.
Note
Using this method of accessing a spreadsheet, you cannot change
anything in the spreadsheet. You can only view the contents of the
spreadsheet, run queries, and create reports based upon the data
already entered into the spreadsheet.
All changes in a spreadsheet must be made in the spreadsheet itself,
using Calc. After modifying the spreadsheet and saving it, you will see
the changes in the database. If you create and save an additional sheet
in your spreadsheet, the database will have a new table the next time
you access it.
Registering *.odb databases
Databases created by OOo2.x or later are in the *.odb (OpenDocument Base) format.
Other programs can also produce databases in this format. Registered a *.odb
database is simple:
1) Choose Tools > Options > OpenOffice.org Base > Databases.
2) Under Registered databases, click New.
3) Browse to where the database is located.
4) Make sure the registered name is correct.
5) Click OK.
Note
Sometimes when updating OOo to a newer version, your list of registered
database files disappears. When that happens, you need to use these
steps to register your database files with your latest version of OOo.
230 Getting Started with OpenOffice.org 3.3

Using data sources in OpenOffice.org
Having registered the data source, whether a spreadsheet, text document, external
database or other accepted data source, you can use it in other OpenOffice.org
components including Writer and Calc.
Viewing data sources
Open a document in Writer or Calc. To view the data sources available, press F4 or
select View > Data Sources from the pull-down menu. This brings up a list of
registered databases, which will include Bibliography and any other database
registered, such as the Automobile database created earlier in this chapter.
To view each database, click on the + to the left of the database’s name (see Figure
210). This brings up Tables and Queries. Click on the + next to Tables to view the
individual tables created. Now click on a table to see all the records held in it.
Figure 210: Databases
Editing data sources
Some data sources can be edited in the View Data Sources dialog. A spreadsheet can
not. A record can be edited, added, or deleted.
The data is displayed on the right side of the screen. Click in a field to edit the value.
Beneath the records are five tiny buttons. The first four move backwards or forwards
through the records, or to the beginning or end. The fifth button, with a small star,
inserts a new record.
Figure 211: View Data Sources navigation buttons
To delete a record, right-click on the gray box to the left of a row to highlight the
entire row, and select Delete Rows to remove the selected row.
Figure 212: Deleting a row in the Data View window
Chapter 8 Getting Started with Base 231
Insert new record

Launching Base to work on data sources
You can launch OOo Base at any time from the View Data Source pane. Just right-
click on a database or the Tables or Queries icons and select Edit Database File.
Once in Base, you can edit, add, and delete tables, queries, forms, and reports.
Using data sources in Writer and Calc
Data can be placed into Writer and Calc documents from the tables in the data source
window. In Writer, values from individual fields can be inserted. Or, a complete table
can be created in the Writer document. One common way to use a data source is to
perform a mail merge.
Tip
Choosing Tools > Mail Merge Wizard or clicking on the Mail Merge
icon on the View Data Source pane launches the Mail Merge wizard
which steps you through creating a mail merge document. See Chapter
11 in the Writer Guide.
Writer documents
To insert a field from a table opened in the data source window into a Writer
document, click on the field name (the gray square at the top of the field list) and,
with the left mouse button held down, drag the field onto the document. In a Writer
document, it will appear as <FIELD> (where FIELD is the name of the field you
dragged).
For example, to enter the cost of meals and who paid for them on a certain date of a
vacation:
1) Open the list of data sources (F4) and select the Vacations table in the
Automobile database.
2) Use this sentence: “On (date), our breakfast cost (amount) paid by (name), our
lunch cost (amount) paid by (name), and our supper cost (amount) paid by
(name).” But only type “On , our breakfast cost paid by , our lunch cost paid by
, and our supper cost paid by .”
3) To replace (date), click the field name Date in the data source window and
drag it to the right of the word On. The result: On <Date>. If you have Field
shadings turned on (View > Field shading), <Date> has a gray background.
Otherwise it does not.
4) To replace first (amount), click the Breakfast field name and drag it to the right
of our breakfast cost. Make sure you have the proper spacing between the field
names and the words before and after them. Result: breakfast cost
<Breakfast>.
5) To replace the first (name), click the Bpayment field name and drag it to the
right of paid by. Result: paid by <Bpayment>.
6) In the same way, fill in the rest of the fields in the sentence.
•Use <Lunch> and <LPayment> for the second set of (amount) and (name)
in the sentence.
•Use <Supper> and <SPayment> for the third set of (amount) and (name)
in the sentence.
232 Getting Started with OpenOffice.org 3.3

7) Final result: On <Date>, our breakfast cost <Breakfast> paid by
<BPayment>, our lunch cost <Lunch> paid by <LPayment>, and our supper
cost <Supper> paid by <SPayment>.
8) Add data to the fields of the sentence:
•Click the gray box to the left of the row of data you want to add. That row
should be highlighted like the second row of Figure 213.
•Click the Data to Fields icon (circled). This should fill the fields with the
data from the row you chose.
•Click another row and then click this icon again. The data in the sentence
changes to this selected row of data.
•Save the document if you want to use it as an example later.
Figure 213: Selected row in data source window
Adding data in table format is a little easier and takes perhaps fewer steps. Some of
the steps will be quite similar.
1) Navigate to the place you want to place the table and click the location.
2) Control+Click the gray box to the left of each row of the data source that you
want to be a row in your table when the rows are not consecutive. To select
consecutive rows, click the gray box to the left of the top desired row and
Shift+click the bottom desired row.
3) Click the Data to text icon to open the Insert Database Columns dialog (Figure
214). (The Data to text icon is to the left of the Data to Fields icon in Figure
213.)
4) Move the fields you want in your table from the Database Columns list to the
Table column(s) list.
•To place the fields in the order you select, click the field and use the single
arrow to move the fields in the order you desire. You can also limit the fields
you use to less than all of the fields available.
•If you want to use all of the fields, use the double arrow pointing to the
right to move all of them at one time. The order of the fields in the table you
create will be the same as in the data source table.
•To remove a single field from the Table Column(s) list, click the field and
use the single arrow pointing to the left.
5) To start over, click the double arrow pointing to the left.
Chapter 8 Getting Started with Base 233

Figure 214: Insert Database Columns dialog
6) Select the settings for your table. Use the default settings as in Figure 214.
7) Click OK. Save the document.
Calc spreadsheets
There are two ways to enter data in a Calc spreadsheet. One enters the data into the
spreadsheet cells. The other creates records in the spreadsheet just like they are
done in creating a form in a database. While you can directly access the data in the
spreadsheet cells, you can only see the data in the records created in the
spreadsheet.
Entering data directly to the spreadsheet cells uses the Data to Text icon as we did to
make a table in a Writer document. But differences exist in these two situations.
The steps are straightforward.
1) Click the cell of the spreadsheet which you want to be the top left of your data
including the column names.
2) Use F4 to open the database source window and select the table whose data
you want to use.
3) Select the rows of data you want to add to the spreadsheet:
•Click the gray box to the left of the row you want to select if only selecting
one row. That row is highlighted.
•To select multiple rows, hold down the Control key while clicking the gray
box of the rows you need. Those rows are highlighted.
•To select all the rows, click the gray box in the upper left corner. All rows
are highlighted.
4) Click the Data to text icon to insert the data into the spreadsheet cells.
5) Save the spreadsheet.
Adding records to a spreadsheet is fairly easy. You need to have the Data Source
window open, your spreadsheet open, and the table you want to use selected.
1) Click the gray box above the field name for the table's ID field.
2) Drop and drag the gray box for the table's ID field to where you want the
record to appear in the spreadsheet.
234 Getting Started with OpenOffice.org 3.3

3) Repeat until you have moved all of the fields you need to where you want
them.
4) Name and save the spreadsheet.
5) Click a row of the table in the Data Source window.
6) Drag the data in the ID field in the selected row onto the ID field in the
spreadsheet. The Save icon should activate.
7) Click the Edit File button to make the spreadsheet read only. Click Save when
asked if you want to save the file.
8) The Data Source window goes blank, the fields in the spreadsheet are
populated with data from the row you selected, and the Form Navigation
toolbar appears at the bottom of the spreadsheet.
Figure 215: Navigation arrows of a form
9) Click the arrows on the Form Navigation toolbar to view the different records
of the table. (The arrows are circled in red.) The number in the box changes
when you change the record number by clicking an arrow. The data in the
fields changes correspondingly to the data for that particular record number.
Entering data in a form
Records are used to organize the data we enter into a form. They also organize the
data we enter into a subform.
Each type of field allows a different method to enter the data. In many if not all cases,
more than one method can be used.
The first step to entering data in a form is to open it from the main database window
(Figure 175).
1) Click the Forms icon in the Database list.
2) Find the form’s name in the Forms list (Vacations).
3) Double-click the form’s name.
The quickest way to enter a date in the Date field is to click the arrow that opens the
dropdown calendar. Then click the day the you want. Then press the Tab key to go to
the Odometer field.
Figure 216: Calendar dropdown
Chapter 8 Getting Started with Base 235

The Odometer, Tolls, and Motel fields are numerical fields. Enter values directly into
them, or use the up and down arrows. When the value is entered, use the Tab key to
go to the next field.
•Clicking the up arrow increases the value, and the down arrow decreases the
value one unit.
•These two arrows only change the numerals to the left of the decimal place.
•Numerals to the right of the decimal place must be changed by deleting them
and typing the desired ones.
The Motel’s Payment field is a dropdown list. If as in my case, all of the elements of
the list start with different letters, typing the first letter selects the desired entry.
•If two or more elements of the list have the same first letter, repeated typing of
the first letter will cycle through the elements with this same first letter.
•When the selection is correct, use the Tab key to go to the Misc. field.
The rest of the fields of the main form are either numerical fields or dropdown lists
until we reach the Misc. Notes field. It is a text field. Type anything you desire in this
field just as you would any simple text editor.
Note
Since the Tab key is used to move between fields, it can not be used in a
text field. All spacing must be done by the spacebar. Finally, the Enter
key only acts as a line break to move the cursor to the next line. While
the Enter key will move from non-text fields to non-text fields, it will not
do so from a text field. Use the Tab key instead.
If we did not have a subform for fuel data, pressing the Tab key in the
last field would save all of the fields, clear them, and make the form
ready to accept data on the second record.
Since we have a subform form, using the Tab key places the cursor in the first Date
field of the subform with the date automatically entered to match the Date field of the
main form.
The FuelCost, FuelQuantity, and Odometer fields are numerical fields. The Payment
field is a dropdown list. Enter the data just as you did in the main form, and use the
Tab key to go to the next field.
When you use the Tab key to leave the Payment field, it goes to the Date field of the
next line and automatically enters the date. Now you can enter your second set of
fuel data for this day.
To move to another record when the form has a subform, click any of the fields of the
main form. In this case, click the Date field of the main form. Then use the directional
arrows at the bottom. There are four of them from left to right: First Record,
Previous Record, Next Record, and Last Record (Figure 215). To the right of these
arrows is the New Record icon.
To create a new record while in another record in the main form, click either the
Next Record icon or the New Record icon.
Tip
The number in the Record box is the number of the record whose data is
shown in the form.
If you know the number of the record you want, you can enter it into the
record box and then press Enter to take you to that record.
236 Getting Started with OpenOffice.org 3.3

Figure 217 is a record with data inserted in its fields.
Figure 217: Sample record of the Vacation form and subform
Creating queries
Queries are used to get specific information from a database. Query results are
special tables within the database.
To demonstrate the use of queries, we will use two different methods:
•Using our CD-Collection table, we will create a list of albums by a particular
artist. We will do this using the Wizard.
•The information we might want from the Fuel table includes what our fuel
economy is. We will do this using the Design View. (Queries that require
calculations are best created with the Design view.)
Using the Wizard to create a query
Queries created by the wizard provide a list or lists of information based upon what
one wants to know. It is possible to obtain a single answer or multiple answers,
depending upon the circumstances.
In the main database window (Figure 175), click the Queries icon in the Databases
section, then in the Tasks section, click Use Wizard to Create Query. The Query
Wizard window opens (Figure 218). The information we want is what albums are by a
certain musical group or individual (the album’s author). We can include when each
album was bought.
Note
When working with a query, more than one table can be used. Since
different tables may contain the same field names, the format for naming
fields in a query is Table name.field name, with a period (.) between the
table name and the field name. For example, The Lunch field of the
Vacation table used in a query has the name Vacation.Lunch.
Chapter 8 Getting Started with Base 237

Step 1: Select the fields.
1) Select the CD-Collection table from the dropdown list of tables.
2) Select fields from the CD-Collection table in the Available fields list.
a) Click Artist, and use the > button to move it to the Fields in the Query list.
b) Move the AlbumTitle and DatePurchased fields in the same manner.
c) Click Next.
Tip To change the order of the fields, select the field you want to move and
click the up or down arrow.
Figure 218: First page of the Query Wizard
Step 2: Select the sorting order.
Up to four fields can be used to sort the information of our query. A little simple logic
helps at this point. Which field is most important?
In our query, the artist is most important. The album title is less important, and the
date purchased is of least importance. Of course, if we were interested in what music
we bought on a given day, the date purchased would be the most important.
Figure 219: Sorting order page
1) Click the first Sort by dropdown list.
•Click CD-Collection.Artist to select it.
•To list the artists in alphabetical order (a-z), select Ascending on the right.
238 Getting Started with OpenOffice.org 3.3

2) Click the second Sort by dropdown list.
•Click CD-Collection.ArtistTitle. and select Ascending.
3) Repeat this process for CD-Collection.DatePurchased.
4) Click Next.
Step 3: Select the search conditions.
The search conditions allow us to compare the name we entered with the names of
the artist in our database and decide whether to include a particular artist in our
query or not.
•is equal to: the same as
•is not equal to: not the same as
•is smaller than: comes before
•is greater than: comes after
•is equal or less than: the same as or comes before
•is equal or greater than: the same as or comes after
•like: similar to in some way
Note These conditions apply to numbers, letters (using the alphabetical order),
and dates.
1) Since we are only searching for one thing, we will use the default setting of
Match all of the following.
2) We are looking for a particular artist, so select CD-Collection. Artist in the
Fields list and is equal to as the Condition.
3) Type the name of the artist in the Value box. Click Next.
Step 4: Select type of query.
We want simple information, so the default setting: Detailed query is what we want.
Click Next at the bottom of the window.
Note Since we have a simple query, the Grouping and Grouping conditions are
not needed. Steps 5 and 6 of the wizard are skipped in our query.
Step 7: Assign aliases if desired.
We want the default settings. Click Next.
Step 8: Overview.
Name the query (suggestion: Query_Artists). To the right of this are two choices.
Select Display Query. Click Finish.
Using the Design View to create a query
Creating a query using Design View is not as difficult as it may first seem. It may take
multiple steps, but each step is fairly simple.
What fuel economy is our vehicle getting (miles per gallon in the USA)? This question
requires creating two queries, with the first query used as part of the second query.
Chapter 8 Getting Started with Base 239

Step 1: Open the first query in Design View.
Click Create Query in Design View.
Step 2: Add tables.
Figure 220: Add Tables or Query window
1) Click Fuel to highlight it.
2) Click Add. Click Close.
Tip Move the cursor over the bottom edge of the fuel table (Figure 221) and
drag the to make it longer and easier to see all of the fields in the table.
Figure 221: Fuel table in query
Step 3: Add fields to the table at the bottom.
1) Double-click the FuelID field in the Fuel table.
2) Double-click the Odometer field.
3) Double-click the FuelQuantity field.
The table at the bottom of the query window should now have three columns.
Figure 222: Query table
240 Getting Started with OpenOffice.org 3.3

Step 4: Set the criterion for the query.
We want the query’s FuelID to begin with the numeral 1.
1) Type >0 in the Criterion cell under FuelID in the query table.
2) Click the Run Query icon in the Query Design toolbar.
Figure 223: Query Design toolbar
Figure 224 contains the Fuel table with my entries and the query results based upon
the Fuel table: the query results are in the right table.
Figure 224: Fuel table and query of the fuel table
Step 5: Save and close the query.
Since this query contains the ending odometer reading for our calculations, name it
End-Reading when saving it. Then close the query.
Step 6: Create the query to calculate the fuel economy.
1) Click Create Query in Design View to open a new query.
2) Add the Fuel table to the query just as you did in step 2: Add tables But, do
not close the Add Tables window.
3) Add the End-Reading query to this query.
a) Click Queries to get the list of queries in the database.
Figure 225: Selecting queries to add to another query
b) Click End-Reading.
c) Click Add, and then click Close.
Step 7: Add fields to the table at the bottom of the query.
We are going to calculate the fuel economy. To do this we need the FuelQuantity and
distance traveled. Since the FuelQuantity we want to use is at the ending odometer
reading, we will use the End-Reading query to get it. We will also use the Odometer
field from the Fuel table and End-Reading query.
Chapter 8 Getting Started with Base 241

Figure 226: Tables in this query
1) Double-click FuelQuantity in the End-Reading query.
2) Double-click Odometer in the End-Reading query.
3) Double-click Odometer in the Fuel table.
Figure 227: Added fields to the query
Step 8: Enter the FuelID difference field.
We want the difference between the FuelID value of the Fuel table and FuelID value
of the End-Reading query to equal one (1).
1) Type "End-Reading".FuelID - Fuel.FuelID in the field to the right of the
Odometer field of the Fuel Table.
Type the numeral 1 (one) in the Criterion cell of this column.
Figure 228: Typing in calculation of fields
2) Calculate the distance traveled:
•Type "End-Reading".Odometer – Fuel.Odometer in the Field cell.
•Type >0 in the Criterion cell.
242 Getting Started with OpenOffice.org 3.3

Figure 229: Field for distance traveled calculations
3) Calculate fuel economy:
Type ("End-Reading".Odometer – Fuel.Odometer)/"End-
Reading".FuelQuantity in the next column to the right of the word Field.
Figure 230: Fuel economy calculation field
Note
When entering fields for these calculations, you must follow this format:
table or query name followed by a period follow by the field name. For
hyphenated or multiple-word names (table or query), use double quotes
around the table or query name. The query will then add the rest of the
double quotes as in Figure 230.
Use the arithmetical symbol between the two. More than one
calculation can be done by using parentheses to group the arithmetical
operations.
Step 9: Run the query and make some modification.
After we run the query to make sure it works correctly, we will hide all of the fields
that we do not need.
1) Click the Run Query icon in the Design Query toolbar (Figure 223). The results
are in Figure 231.
Figure 231: Result of running the fuel economy query
Notice that not all of the last column label is visible because some of the labels
are long. We can fix this problem by using an alias for many of the fields. The
labels are replaced by their aliases.
2) Add Aliases:
Type in the aliases as they are listed in Figure 232.
Chapter 8 Getting Started with Base 243

Figure 232: Query table with aliases added
3) Run the query again. The results are in Figure 233.
Figure 233: Query run with aliases
We really do not need the column showing the difference between the FuelID
fields from the table and query, so we will hide it. While it will not be visible, it
will still be used in the calculations.
4) Hide a field that does not need to be seen.
Remove the check in the box of the Visible cell as in Figure 234.
Figure 234: Making a field invisible in a query run
5) Rerun the query (Figure 235).
Figure 235: Query run with aliases
Step 10: Close, save, and name the query.
My suggestion for a name is Fuel Economy.
There are obviously other calculations that can be made in this query such as cost
per distance traveled and how much of the cost belongs to each of the payments
types.
Note
To fully use queries requires a knowledge of set operations (unions,
intersections, and, or, complements, and any combinations of these).
Having a copy of the Hsqldb User Guide, available from
http://hsqldb.org/, is also extremely useful.
244 Getting Started with OpenOffice.org 3.3

Creating reports
Reports provide information found in the database in a useful way. In this they are
similar to queries. Reports are generated from the database’s tables or queries. They
can contain all of the fields of the table or query or just a selected group of fields.
Reports can be static or dynamic. Static reports contain the data in the selected fields
at the time the report was created. Dynamic reports can be updated to show the
latest data.
For example, a report on expenses for a vacation in the past should probably be a
static report because it is based upon specific data that does not change. However, a
report on the fuel data should probably be a dynamic report, because this report
depends upon data that does change.
Caution
Dynamic reports update only the data that is changed or added to a
table or query. They do not show any modifications made to the table or
query itself. For example, after creating the report below, open the fuel
economy query created in the previous section. For the "End-
Reading".”Odometer – Fuel.”Odometer” column, change the number 1 to
the number 3. The report will be identical before and after you make the
change.
All reports are based upon a single table or query. So you need first to decide what
fields you want to use in the report. If you want to use fields from different tables,
you must first combine these fields in a single query. Then you can create a report on
this query.
For example, a report on vacation expenses includes both fuel costs and meal costs.
These values are contained in fields of two different tables: Vacations and Fuel. So
this report requires creating a query.
Creating a static report
We will create a report on vacation expenses. Certain questions need to be asked
before creating the report.
•What information do we want in the report?
•How do we want the information arranged?
•What fields are required to provide this information?
•Will a query have to be created because these fields are in different tables?
•Are there any calculations required in the data before being added to the
report?
The expenses for our vacation are motel, tolls, miscellaneous, breakfast, lunch,
supper, snacks, and fuel. One possible report would simply list the totals of each of
these expense groups. Another possible report would list the expense totals for each
day of the vacation. A third possible report would list the totals for each expense
group for each type of payment. (This would let us know where the money came from
to pay the expenses.) The best way to create reports like these is to create the
queries needed to gather the needed data, insert the query data into a spreadsheet,
and use the necessary Calc functions on this data.
We will create two reports, one listing the expenses each day other than fuel and the
second listing the fuel costs each day.
Chapter 8 Getting Started with Base 245

The fields we need for the first report from the Vacations table are: Date, Motel, Toll,
Breakfast, Lunch, Supper, SnackCost, and Miscellaneous. This report will not require
an additional query.
The second report involves the Fuel table. Since this table includes fuel purchases at
times other than during the vacation, we need to create a query that contains only
the fuel purchased during the vacation.
Vacations table report
To create a new report.
1) Click the Reports icon in the Database list in the Automobile – OpenOffice.org
Base window (Figure 175).
2) In the Tasks list, click Use Wizard to Create Report. The Report Wizard
opens.
Step 1: Field selection
1) Select Table: Vacations in the Tables or Queries dropdown list.
2) Use the > to move these fields from the Available fields list to the Fields in
report list: Date, Motel, Tolls, Miscellaneous, Breakfast, Lunch, Supper, and
SnackCost. Click Next.
Figure 236: Adding fields to a report
Step 2: Labeling fields
Change any field labels you wish. We will shorten Miscellaneous to Misc. Click Next.
Step 3: Grouping
Since we are grouping by the date, use the > button to move the Date field to the
Grouping list. Click Next.
Figure 237: Selecting fields for grouping data
246 Getting Started with OpenOffice.org 3.3

Step 4: Sort options
We do not want to do any additional sorting. Click Next.
Step 5: Choose layout
Use default settings for the layout. Click Next.
Step 6: Create report
•Label the report: Vacation Expenses.
•Select Static report.
•Click Finish.
Note
If you feel adventurous, try selecting some of the other layout choices.
After selecting a choice, drag the Report Wizard window out of the way
so that you can see what you have selected. (Move the cursor over the
Title Bar of the window, and then drag and drop.)
Vacation fuel report
1) Create a query containing only fuel bought on the days of the vacation.
a) Open a query in Design View.
b) Follow the steps for adding tables in “Add tables” on page 240 to add the
Fuel table.
c) In the Fuel table, double-click Date and FuelCost to enter them in the
table at the bottom of the query.
d) In the Criterion cell of the Date field, type the following: BETWEEN
#5/25/2007# AND #5/26/2007#
Figure 238: Setting the criterion for a query
2) Save, name, and close the query. (Suggestion: Vacation Fuel Purchases.)
Tip
When using dates in a query, enter them in numerical form MM/DD/YYYY
or DD/MM/YYYY depending upon your language's default setting for dates
(my default setting is MM/DD/YYYY).
Each date must have a # before and after it. Hence, May 25, 2007 is
written #05/25/2007# or #25/5/2007# depending upon your language’s
default setting for dates.
3) Open a new report.
•Right-click the Vacation Fuel Purchases query.
•Select Report Wizard from the pop-up menu.
Chapter 8 Getting Started with Base 247

Note
When a new report is opened in this way, the query used to open it is
automatically selected in the Tables or queries dropdown list in the
Report Wizard.
4) Create the report.
Use >> to move both fields from the Available fields list to the Fields in report
list. Click Next.
5) Label fields.
Add a space to FuelCost to make it Fuel Cost (two words). Click Next.
6) Group fields.
Click Date to highlight it. Use > to move the Date field to the Groupings list.
Click Next.
7) Choose layout.
We will be making no changes in the layout. Click Next.
8) Create report (final settings).
•Use the suggested name, which is the same as the query.
•Select Static report. Click Finish.
Creating a dynamic report
Now we will create a report with some statistics on our fuel consumption. To do this,
we have to modify two queries: End-Reading and Fuel Economy. We will be adding
the FuelCost field to the End-Reading query. Then we will add the FuelCost field from
the End-Reading query to the Fuel Economy query.
Tip
When opening a query to edit it, it might appear as in Figure 239. If you
move your cursor over the black line (circled), it becomes a double
headed arrow. Drag it to a lower position.
Figure 239: Appearance of query when opened for editing
1) Add the FuelCost field to the End-Reading query:
a) Right-click the End-Reading query and select Edit from the pop-up menu.
248 Getting Started with OpenOffice.org 3.3

b) In the Fuel table list, double-click to add FuelCost to the bottom table
(Figure 240).
c) Save and close the query.
Figure 240: Adding an additional field to the query
2) Add the FuelCost field from the End-Reading query to the Fuel Economy
query:
•Right-click the Fuel Economy query and select Edit from the pop-up
menu.
•Double-click the FuelCost field in the End-Reading query list to add it to
the query table at the bottom.
3) Add a calculation field to the right of the FuelCost field.
•Type the following in a Field cell in the table at the bottom:
"End-Reading".FuelCost/("End-Reading".Odometer – Fuel.Odometer)
•Type the following in its Alias cell: cost per mile.
Note If you use the metric system, cost per km is the appropriate alias.
4) Save and close the query.
5) Open a new report.
Right-click the Fuel Economy query and select Report Wizard.
6) Select fields.
Move all the fields from the Available fields to the Fields in report list. Use the
>> to do so. Click Next.
7) Label fields.
Change FuelCost to Fuel Cost by placing a space between the words. Click
Next.
8) Group fields.
Use > to move the Date field to the Groupings list. Click Next.
9) Sort options: the wizard skipped this one.
10) Choose layout: accept the default. Click Next.
11) Create the report.
•Change the report name to Fuel Statistics.
•The default setting is Dynamic report, so no change is necessary.
•Select Modify report layout.
•Click Finish.
Chapter 8 Getting Started with Base 249

Modifying a report
At the end of the last section, we left the Fuel Statistics report open in the edit mode
(Figure 241). We will be working on that report. These same steps can be used with
any report that you open for editing.
Figure 241: A report in edit mode
The Author is the name you listed in Tools > Options > OpenOffice.org > User
Data. The date is not correct. The columns need to be moved to the left to give a
better appearance. None of the numbers are correct, but their only purpose is to
show the number of decimal places.
Step 1: Change the date.
1) Click to the right of the date (4/26/20) so that the cursor is next to the field.
Use the Backspace key to erase the date.
2) Insert > Fields > Date. This places today’s date where the original date was.
3) Change the date formatting:
a) Double-click the date field you just inserted. The Edit Fields: Document
window opens (Figure 242).
Figure 242: Modifying a date field
b) Since this is a dynamic report, change the Select field from Date (fixed) to
Date.
c) Change the Format to what you desire. (I use the Friday, December 31,
1999 choice.) Click OK.
Step 2: Change the column widths.
The column widths can be changed by moving the cursor over the right border of
each column so that it becomes a double-headed arrow. Then drag and drop it to
where you want it. This has to be done for each column in each table in the report.
250 Getting Started with OpenOffice.org 3.3

This can also be done with the last column on the right even though there is no black
border. It should now look something like Figure 243.
Figure 243: Realigned columns in a report
Step 3: Change the number formatting in the cells.
The fuel quantity should have three decimal places. The Begin, End, and Distance
should have one decimal place. Fuel Cost should be currency and have two decimal
places, and Cost per mile should have three decimal places.
1) Right-click the cell below Quantity and select Number format. (The cell is
circled in Figure 243.)
2) In the Options section (Figure 244),
a) Change the number of Decimal places to 3.
b) Click the green checkmark. Click OK.
Figure 244: Option section of the Number Formating window
3) Change the Cost per mile field.
a) Right-click in the cell below Fuel Cost.
b) Select Number Format.
c) In the Category list, select Currency. Click OK.
4) Change the Fuel Cost field.
a) Right-click in the cell below Cost per mile.
b) Select Number Format.
c) In the Category list, select Currency.
d) In the Option section:
•Set the number of decimal places to 3.
•Click the green checkmark.
e) Click OK.
Step 4: Save and close the report.
Double-click the report. It should now look like Figure 245.
Chapter 8 Getting Started with Base 251

Figure 245: Final report
More ways to create reports
An extension is available to assist in report creation. Sun Report Builder creates
stylish, complex database reports. You can define group and page headers, group and
page footers, and calculation fields. It is available from
http://extensions.services.openoffice.org/.
To install this extension, follow these steps:
1) Choose Tools > Extension Manager from the menu bar. In the Extension
Manager dialog, click Get more extensions online....
2) The OOo extensions page opens in your browser. Find and select the extension
you want and follow the prompts to install it. During installation, you will be
asked to accept a license agreement.
3) When the installation is complete, the extension is listed in the Extension
Manager dialog.
For more about extensions, see Chapter 14 (Customizing OpenOffice.org).
252 Getting Started with OpenOffice.org 3.3

Chapter 9
Getting Started with
Math
OpenOffice.org’s Equation Editor
253

What is Math?
Math is OpenOffice.org’s component for writing mathematical equations. It is most
commonly used as an equation editor for text documents, but it can also be used with
other types of documents or stand-alone. When used inside Writer, the equation is
treated as an object inside the text document.
Note The equation editor is for writing equations in symbolic form, as in
equation 1. If you want to evaluate a numeric value, see the Calc Guide.
df (x)
dx =ln (x)+tan−1(x2)
(1)
Getting started
To insert an equation, choose Insert > Object > Formula.
The equation editor opens at the bottom of the screen, and the floating Elements
window (called “Selection” before Math 3.2 and “Formula Elements” in Math 3.2)
may appear. You will also see a small box with a gray border in your document, where
the formula will be displayed.
Figure 246: Equation Editor, Elements window, and location of resulting equation.
254 Getting Started with OpenOffice.org 3.3

Entering a formula
The equation editor uses a markup language to represent formulas. For example,
%beta creates the Greek character beta (
). This markup is designed to read similar
to English whenever possible. For example, a over b produces a fraction:
a
b
.
You can enter a formula in three ways:
•Select a symbol from the Elements window.
•Right-click on the equation editor and select the symbol from the context
menu.
•Type markup in the equation editor.
The context menu and the Elements window insert the markup corresponding to a
symbol. This provides a convenient way to learn the Math markup.
Note Click on the document body to exit the formula editor.
Double-click on a formula to enter the formula editor again.
The Elements window
The simplest method for entering a formula is to use the Elements window.
Figure 247: Symbols are divided into categories
The Elements window is divided into two main parts.
•The top shows the symbol categories. Click on these to change the list of
symbols.
•The bottom shows the symbols available in the current category.
Tip You can hide or show the Elements window with View > Elements.
Chapter 9 Getting Started with Math 255

Example 1:
5×4
For this example we will enter a simple formula:
5×4
. On the Elements window:
1) Select the top-left button of the categories (top) section.
2) Click on the multiplication symbol.
Figure 248: Selecting the multiplication symbol
When you select the multiplication symbol on the Elements window, two things
happen:
•The equation editor shows the markup:
<?> times <?>
•The body of the document shows a gray box like this:
×
Figure 249: Result of selecting the multiplication symbol
The <?> symbols shown in Figure 249 are placeholders that you can replace by other
text, for example 5 and 4. The equation will update automatically, and the result
should resemble Figure 250.
Tip
To keep the equation from updating automatically, choose View
>AutoUpdate display from the menu bar. To update a formula manually,
press F9 or choose View > Update.
256 Getting Started with OpenOffice.org 3.3

Figure 250: Result of entering 5 and 4 next to the times operator
Right-click menu
Another way to access mathematical symbols is to right-click on the equation editor.
This pops up the menu shown in Figure 251. The items in this menu correspond
exactly to those in the Elements window.
Figure 251: Right-click menu
Markup
You can type the markup directly in the equation editor. For example, you can type 5
times 4 to obtain
5×4
. If you know the markup, this can be the fastest way to enter
a formula.
Tip The formula markup resembles the way the formula reads in English.
Chapter 9 Getting Started with Math 257

Below is a short list of common equations and their corresponding markup.
Display Command Display Command
a=b
a = b
a
sqrt {a}
a2
a^2
an
a_n
∫fxdx
int f(x) dx
∑an
sum a_n
a≤b
a <= b
∞
infinity
a×b
a times b
x⋅y
x cdot y
Greek characters
Greek characters (
,,,
, and so on) are common in mathematical formulas.
These characters are not available in the Elements window or on the right-click
menu. Fortunately, the markup for Greek characters is simple: Type a % sign followed
the name of the character, in English. (In localized versions of OpenOffice.org, these
names are localized.)
•To write a lowercase character, type the name of the character in lowercase.
•To write an uppercase character, type the name of the character in uppercase.
See the table below for some examples.
Lowercase Uppercase
%alpha
%ALPHA
A
%beta
%BETA
B
%gamma
%GAMMA
%psi
%PSI
%phi
%PHI
%theta
%THETA
Note A complete table of Greek characters is provided in the Math Guide.
Another way to enter Greek characters is by using the Symbols catalog window.
Choose Tools > Catalog. Under Symbol set, select Greek and double-click on a
Greek letter from the list. The markup name of the character is shown below the list
window.
258 Getting Started with OpenOffice.org 3.3

Figure 252: Symbols catalog—used for entering Greek characters and
some special symbols.
Example 2:
π≃3.14159
For this example we will suppose that:
•We want to enter the above formula (the value of pi rounded to 5 decimal
places).
•We know the name of the Greek character (pi).
•But we do not know the markup associated with the
≃
symbol.
Step 1: Type % followed by the text pi. This displays the Greek character
.
Step 2: Open the Elements window (View > Elements).
Step 3: The
≃
symbol is a relation, so we click on the Relations button. If you hover
the mouse over this button you see the tooltip Relations (Figure 253).
Figure 254 shows the Elements window after clicking the Relations button. The
symbol we want is circled.
Figure 253: Tooltip indicates the
Relations button
Figure 254: After selecting Relations
Chapter 9 Getting Started with Math 259

Step 4: Click on the a
≃
b symbol. The equation editor now shows the markup %pi<?
> simeq <?>.
Step 5: Delete the <?> text and add 3.14159 at the end of the equation. We end up
with the markup %pi simeq 3.14159. The result is shown in Figure 255.
Figure 255: Final result
Customizations
Formula editor as a floating window
The formula editor can cover a large part of the Writer window. To turn the formula
editor into a floating window, do this:
1) Hover the mouse over the editor frame, as shown in Figure 256.
2) Hold down the Control key and double-click.
Figure 256: Hold down the Control key and double-
click on the border of the formula editor to turn it
into a floating window.
Figure 257 shows the result. You can dock the floating window again by using the
same steps. Hold down the Control key and double-click the window frame.
260 Getting Started with OpenOffice.org 3.3

Figure 257: Formula editor as a floating window
How can I make a formula bigger?
This is one of the most common questions people ask about Math. The answer is
simple, but not intuitive:
1) Start the formula editor and choose Format > Font size.
Figure 258: Changing the font size for a formula
2) Select a larger font size under Base size (top-most entry).
Figure 259: Edit Base size (top) to make a formula bigger.
The result of this change is illustrated in Figure 260.
Chapter 9 Getting Started with Math 261

Figure 260: Result of changing the base font size.
Formula layout
The most difficult part of using Math comes when writing complicated formulas. This
section provides some advice.
Brackets are your friends
Math knows nothing about order of operation. You must use brackets to state the
order of operations explicitly. Consider the following example.
Markup Result
2 over x + 1
2
x1
2 over {x + 1}
2
x1
Equations over more than one line
Suppose you want to type an equation covering more than one line. For example:
x=3
y=1
Your first reaction would be to simply press the Enter key. However, if you press the
Enter key, though the markup goes to a new line, the resulting equation does not. You
must type the newline command explicitly. This is illustrated in the table below.
Markup Result
x = 3
y = 1
x=3y=1
x = 3 newline
y = 1
x=3
y=1
How do I add limits to my sum/integral?
The sum and int commands can (optionally) take the parameters from and to. These
are used for lower and upper limits respectively. These parameters can be used singly
or together. Limits for integrals are usually treated as subscripts and superscripts.
262 Getting Started with OpenOffice.org 3.3

Markup Result
sum from k = 1 to n a_k
∑
k=1
n
ak
int from 0 to x f(t) dt
or
int_0^x f(t) dt
∫
0
x
ftdt
or
∫0
xftdt
int from Re f
∫
ℜ
f
sum to infinity 2^{-n}
∑
∞
2−n
Note For more details on integrals and sums, see the Math Guide.
Brackets with matrices look ugly!
For background, we start with an overview of the matrix command.
Markup Result
matrix { a # b ## c # d }
a b
c d
Note Rows are separated by two #’s and entries within each row are separated
by one #.
The first problem people have with matrices is that brackets do not scale with the
matrix.
Markup Result
( matrix { a # b ## c # d } )
a b
c d
Math provides scalable brackets. That is, the brackets grow in size to match the size
of their contents. Use the commands left( and right) to make scalable brackets.
Markup Result
left( matrix { a # b ## c # d } right)
a b
c d
Tip Use left[ and right] to obtain square brackets.
Chapter 9 Getting Started with Math 263

How do I make a derivative?
Making derivatives essentially comes down to one trick: Tell Math it’s a fraction.
In other words, you have to use the over command. Combine this with either the
letter d (for a total derivative) or the partial command (for a partial derivative) to
achieve the effect of a derivative.
Note Notice that we have to use braces (squiggly brackets) to make the
derivative.
Markup Result
{df} over {dx}
df
dx
{partial f} over {partial y}
∂f
∂y
{partial^2 f} over {partial t^2}
∂2f
∂t2
How do I align my equations at the equals sign?
Math does not have a command for aligning equations on a particular character, but
you can use a matrix to do this, as shown below.
Markup Result
matrix{
alignr x+y # {}={} # alignl 2 ##
alignr x # {}={} # alignl 2-y
}
xy=2
x=2−y
The empty braces around = are necessary because = is a binary operator and thus
needs an expression on each side.
You can reduce the spacing around = if you change the inter-column spacing of the
matrix:
1) With the equation editor open, choose Format > Spacing from the menu bar.
2) In the Spacing dialog (Figure 261), click the Category button and select
Matrices in the drop-down menu.
3) Enter 0% for Column spacing and click OK.
264 Getting Started with OpenOffice.org 3.3

Figure 261: Changing spacing in a matrix formula
Numbering equations
Equation numbering is one of Math’s best hidden features. The steps are simple, but
obscure:
1) Start a new line.
2) Type fn and then press F3.
The fn is replaced by a numbered formula:
E=mc2
(2)
Now you can double-click on the formula to edit it. For example, here is the Riemann
Zeta function:
z=∑
n=1
∞1
nz
(3)
You can reference an equation (“as shown in Equation (2)”) with these steps:
1) Choose Insert > Cross-reference from the menu bar.
2) On the Cross-references tab (Figure 262), under Type, select Text.
3) Under Selection, select the equation number.
4) Under Format, select Reference.
5) Click Insert.
Done! If you later add more equations to the paper before the referenced equation,
all the equations will automatically renumber and the cross-references will update.
Tip To insert the equation number without parenthesis around it, choose
Numbering instead of Reference under Format.
Chapter 9 Getting Started with Math 265

Figure 262: Inserting a cross-reference to an equation number
266 Getting Started with OpenOffice.org 3.3

Chapter 10
Printing, Exporting,
and E-mailing
267

Introduction
This chapter provides general information about printing, exporting, and e-mailing
documents from OOo.
Quick printing
Click the Print File Directly icon to send the entire document to the default
printer defined for your computer.
Note
You can change the action of the Print File Directly icon to send the
document to the printer defined for the document instead of the default
printer for the computer. Go to Tools > Options > Load/Save >
General and select the Load printer settings with the document
option.
Controlling printing
For more control over printing, use the Print dialog (File > Print or Ctrl+P).
Figure 263. The Print dialog
268 Getting Started with OpenOffice.org 3.3

The Print dialog has four tabs, from which you can choose a range of options, as
described in the following sections.
Note
The options selected on the Print dialog apply to this printing of this
document only.
To specify default printing settings for OOo, go to Tools > Options >
OpenOffice.org – Print and Tools > Options > OpenOffice.org
[Component] – Print. See Chapter 2 (Setting Up OOo) for more details.
The different components of OOo have different available print settings, as
summarized in Table 2.
Table 2: Print options in OOo components
Feature Writer Calc Impress Draw
Select pages/sheets/slides to print Yes Yes Yes Yes
Print multiple pages/sheets/slides on
one page Yes Yes Yes Yes
Print a brochure Yes No Yes Yes
Print envelopes Yes No No No
Print labels or business cards Yes No No No
Preview pages/sheets before printing Yes Yes No No
Selecting general printing options
On the General tab of the Print dialog, you can choose:
•The printer (from the printers available)
•Which pages to print, the number of copies to print, and whether to collate
multiple copies (Range and copies section)
•Whether to print any comments that are in the document, and where to print
the comments.
Figure 264: Choosing whether and where to print comments
Select the Properties button to display a dialog where you can choose portrait or
landscape orientation, which paper tray to use, and the paper size to print on.
On the Options tab of the Print dialog (Figure 265), the last item, Use only paper tray
from printer preference, is not available in Calc.
Chapter 10 Printing, Exporting, and E-mailing 269

Figure 265: General print options
Printing multiple pages on a single sheet of paper
You can print multiple pages of a document on one sheet of paper. To do this:
1) In the Print dialog, select the Page Layout tab (Figure 266).
Figure 266: Printing multiple page per sheet of paper
2) In the Layout section, select from the drop-down list the number of pages to
print per sheet. The preview panel on the left of the Print dialog shows how the
printed document will look.
When printing more than 2 pages per sheet, you can choose the order in which
they are printing across and down the paper. The two pictures below show the
difference.
270 Getting Started with OpenOffice.org 3.3

3) In the Page sides section, select whether to print all pages or only some pages.
4) Click the Print button.
Tip In Writer, to print two pages per sheet in “facing pages” (book layout)
style, print from Print Preview instead. See page 276.
Selecting pages/sheets/slides to print
In addition to printing a full document, you can choose to print individual pages/
sheets/slides, ranges of pages/sheets/slides, or a selection of a document. The details
vary slightly in Writer, Calc, Draw and Impress, as described in this section.
Writer
Printing an individual page:
1) Choose File > Print from the menu bar.
2) On the Print dialog, select the page to print.
a) In the Ranges and copies section of the General page, select the Pages
option.
b) Enter the sequence number of the page you want to print. The preview box
changes to show the selected page.
If you have restarted page numbering within the document, the sequence
number is not the same as the page number.
3) Click the Print button.
Printing a range of pages:
1) Choose File > Print from the menu bar.
2) On the Print dialog, select the range of pages to print.
a) In the Ranges and copies section of the General page, select the Pages
option.
b) Enter the sequence numbers of the pages to print (for example, 1–4 or
1,3,7,11).
3) Click the Print button.
Printing a selection of text:
1) In the document, select the material (text and graphics) to print.
2) Choose File > Print from the menu bar.
3) The Ranges and copies section of the Print dialog now includes a Selection
option and the preview box shows the selected material. See Figure 267.
4) Click the Print button.
Chapter 10 Printing, Exporting, and E-mailing 271

Figure 267: Printing a selection of text
Calc
You can choose single sheets, multiple sheets, and selections of cells for printing.
Figure 268: Choosing what to print in Calc
Printing an individual sheet:
1) In the spreadsheet, click on the sheet tab to select the sheet you want to print.
2) Choose File > Print from the menu bar.
272 Getting Started with OpenOffice.org 3.3

3) In the Ranges and copies section of the Print dialog, choose the Selected
sheets option.
4) Click the Print button.
Printing a range of sheets:
1) In the spreadsheet, select the sheets to print.
a) Select the first sheet.
b) Hold down the Control key.
c) Click on the additional sheet tabs.
d) Release the Control key when all required sheets are selected.
2) Choose File > Print from the menu bar.
3) In the Ranges and copies section of the Print dialog, choose the Selected
sheets option.
4) Click the Print button.
Printing a selection of cells:
1) In the document, select the section of cells to print.
2) Choose File > Print from the menu.
3) In the Ranges and copies section of the Print dialog, select the Selected cells
option.
4) Click the Print button.
Caution After printing, be sure to deselect the extra sheets. If you keep them
selected, the next time you enter data on one sheet, you enter data on
all the selected sheets. This might not be what you want.
Impress and Draw
You can choose individual slides, ranges of slides, or selections of slides for printing.
Printing an individual slide:
1) Choose File > Print from the menu bar.
2) Select the slide to print.
a) In the Ranges and copies section of the Print dialog, select the Slides
option.
b) Enter the number of the slide to print.
3) Click the Print button.
Chapter 10 Printing, Exporting, and E-mailing 273

Printing a range of pages:
1) Choose File > Print from the menu bar.
2) Select the slides to print.
a) In the Ranges and copies section of the Print dialog, select the Slides
option.
b) Enter the number of the slides to print (for example 1-4 or 1,3,7,11).
3) Click the Print button.
Printing a selection of a slide, or a selection from multiple slides:
1) In the document, select the section of the slide to print.
2) Choose File > Print from the menu bar.
3) Select the Selection option in the Ranges and copies section of the Print dialog.
4) Click the Print button.
Printing handouts, notes, or outlines in Impress
Handouts prints the slides in reduced size on the page, from one to nine slides per
page. The slides can be printed horizontally (landscape orientation) or vertically
(portrait orientation) on the page.
Notes prints a single slide per page with any notes entered for that slide in Notes
View.
Outline prints the title and headings of each slide in outline format.
To print handouts, notes, or outlines:
1) Choose File > Print from the menu bar.
2) In the Print section of the Print dialog, select the required option.
3) For Handouts, you can then choose how many slides to print per page, and the
order in which they are printed.
4) Click the Print button.
Printing a brochure
In Writer, Impress, and Draw, you can print a document with two pages on each side
of a sheet of paper, arranged so that when the printed pages are folded in half, the
pages are in the correct order to form a booklet or brochure.
Tip Plan your document so it will look good when printed half size; choose
appropriate margins, font sizes, and so on. You may need to experiment.
274 Getting Started with OpenOffice.org 3.3

To print a brochure on a single-sided printer:
1) Choose File > Print.
2) In the Print dialog, click Properties.
3) Check the printer is set to the same orientation (portrait or landscape) as
specified in the page setup for your document. Usually the orientation does not
matter, but it does for brochures. Click OK to return to the Print dialog.
4) Select the Page layout tab in the Print dialog.
5) Select the Brochure option.
6) In the Page sides section, select Back sides / left pages option from the Include
drop-down list.
7) Click the Print button.
8) Take the printed pages out of the printer, turn the pages over, and put them
back into the printer in the correct orientation to print on the blank side. You
may need to experiment a bit to find out what the correct arrangement is for
your printer.
9) On the Print dialog, in the Page sides section, select Front sides / right pages
option from the Include drop down box.
10) Click the Print button.
Tip If your printer can print double-sided automatically, choose All pages.
Printing envelopes, labels, business cards
Printing envelopes, labels, or business cards using Writer involves two steps: setup
and printing.
For details of how to set these up, see Chapter 11 (Using Mail Merge) in the Writer
Guide. To print:
1) Choose File > Print from the menu bar.
2) On the Print dialog, under Ranges and copies, choose Pages and type 1 in the
box. Click the Print button.
Chapter 10 Printing, Exporting, and E-mailing 275

Printing in black and white (on a color printer)
You may wish to print documents in black and white on a color printer. Several
choices are available. Please note that some color printers may print in color
regardless of the settings you choose.
Change the printer settings to print in black and white or grayscale:
1) Choose File > Print to open the Print dialog.
2) Click Properties to open the Properties dialog for the printer. The available
choices vary from one printer to another, but you should find options for the
Color settings. See your printer’s help or user manual for more information.
3) The choices for color might include black and white or grayscale. Choose the
required setting.
4) Click OK to confirm your choice and return to the Print dialog,
5) Click the Print button to print the document.
Tip Grayscale is best if you have any graphics in the document.
Change the OOo settings to print all color text and graphics as grayscale:
1) Choose Tools > Options > OpenOffice.org > Print.
2) Select the Convert colors to grayscale option. Click OK to save the change.
3) Open the Print dialog (File > Print).
4) Click the Print button to print the document.
Change the OOo Writer (or Calc, Impress, Draw( settings to print all color text as
black, and all graphics as grayscale:
1) Choose Tools > Options > OpenOffice.org [Component] > Print.
2) Under Contents, select the Print text in black option. Click OK to save the
change.
3) Open the Print dialog (File > Print).
4) Click the Print button to print the document.
Previewing pages/sheets before printing
You can use the previewing options in Writer and Calc to view the document as it will
be printed. Different viewing options are available.
Writer
The normal page view in Writer shows you what each page will look like when
printed and you can edit the pages in that view. If you are designing a document to be
printed double-sided, you may want to see what facing pages look like. Writer
provides two ways to do this:
•View Layout (editable view): use the Facing Pages (Book Preview) button on
the status bar.
•Page Preview (read-only view).
276 Getting Started with OpenOffice.org 3.3

To use Page Preview:
1) Choose File > Page Preview (or click the Page Preview button on the
Standard toolbar).
Writer now displays the Page Preview toolbar instead of the Formatting
toolbar.
Figure 269. Page Preview toolbar (Writer)
2) Select the required preview icon: Two Pages ( ), Multiple Pages ( ) or
Book Preview ( ).
3) To print the document from this view, click the Print document icon( ) to
open the Print dialog.
4) Choose the print options and click the Print button to print.
Calc
To preview the sheets in Calc before printing:
1) Choose File > Page Preview.
The Calc window now displays the Page Preview toolbar instead of the
Formatting toolbar.
Figure 270. Page Preview toolbar (Calc)
2) To print the document from this view, click the Print document icon( ) to
open the Print dialog.
3) Choose the print options and click the Print button.
Exporting to PDF
OpenOffice.org can export documents to PDF (Portable Document Format). This
industry-standard file format is ideal for sending the file to someone else to view
using Adobe Reader or other PDF viewers.
The process and dialogs are the same for Writer, Calc, Impress, and Draw, with a few
minor differences mentioned in this section.
Quick export to PDF
Click the Export Directly as PDF icon to export the entire document using your
default PDF settings. You are asked to enter the file name and location for the PDF
file, but you do not get a chance to choose a page range, the image compression, or
other options.
Chapter 10 Printing, Exporting, and E-mailing 277

Controlling PDF content and quality
For more control over the content and quality of the resulting PDF, use File > Export
as PDF. The PDF Options dialog opens. This dialog has five pages (General, Initial
View, User Interface, Links, and Security). Select the appropriate settings, and then
click Export. Then you are asked to enter the location and file name of the PDF to be
created, and click Save to export the file.
General page of PDF Options dialog
On the General page, you can choose which pages to include in the PDF, the type of
compression to use for images (which affects the quality of images in the PDF), and
other options.
Figure 271: General page of PDF Options dialog
278 Getting Started with OpenOffice.org 3.3

Range section
•All: Exports the entire document to PDF.
•Pages: To export a range of pages, use the format 3-6 (pages 3 to 6). To export
single pages, use the format 7;9;11 (pages 7, 9, and 11). You can also export a
combination of page ranges and single pages, by using a format like 3-
6;8;10;12.
•Selection: Exports all the selected material.
Images section
•Lossless compression: Images are stored without any loss of quality. Tends
to make large files when used with photographs. Recommended for other kinds
of images or graphics.
•JPEG compression: Allows for varying degrees of quality. A setting of 90%
works well with photographs (small file size, little perceptible loss of quality).
•Reduce image resolution: Lower-DPI (dots per inch) images have lower
quality. For viewing on a computer screen generally a resolution of 72dpi (for
Windows) or 96dpi (GNU/Linux) is sufficient, while for printing it is generally
preferable to use at least 300 or 600 dpi, depending on the capability of the
printer. Higher dpi settings greatly increase the size of the exported file.
Note
EPS (Encapsulated PostScript) images with embedded previews are
exported only as previews. EPS images without embedded previews are
exported as empty placeholders.
General section
•PDF/A-1a: PDF/A is an ISO standard for long-term preservation of documents,
by embedding all the information necessary for faithful reproduction (such as
fonts) while forbidding other elements (including forms, security, and
encryption). PDF tags are written. If you select PDF/A-1a, the forbidden
elements are greyed-out (not available).
•Tagged PDF: Tagged PDF contains information about the structure of the
document’s contents. This can help to display the document on devices with
different screens, and when using screen reader software. Some tags that are
exported are table of contents, hyperlinks, and controls. This option can
increase file sizes significantly.
•Create PDF form - Submit format: Choose the format of submitting forms
from within the PDF file. This setting overrides the control’s URL property that
you set in the document. There is only one common setting valid for the whole
PDF document: PDF (sends the whole document), FDF (sends the control
contents), HTML, and XML. Most often you will choose the PDF format.
•Export bookmarks: Exports headings in Writer documents, and page names
in Impress and Draw documents, as “bookmarks” (a table of contents list
displayed by some PDF readers, including Adobe Reader).
•Export comments: Exports comments in Writer and Calc documents as PDF
notes. You may not want this! In Impress, exports a set of Comments pages
following the set of slides.
•Export automatically inserted blank pages: If selected, automatically
inserted blank pages are exported to the PDF. This is best if you are printing
the PDF double-sided. For example, books usually have chapters set to always
start on an odd-numbered (right-hand) page. When the previous chapter ends
Chapter 10 Printing, Exporting, and E-mailing 279

on an odd page, OOo inserts a blank page between the two odd pages. This
option controls whether to export that blank page.
•Embed standard fonts: In previous versions of OOo, the standard fonts
(Times, Helvetica, Courier, Symbol, and ZapfDingbats) were only embedded
into the PDF when the resulting file was of the PDF/A type, since the PDF/A
standards requires this. In version 3.3, you can choose to embed these fonts in
all PDF documents created by OOo to enhance display accuracy in PDF
viewers.
Initial View page of PDF Options dialog
On the Initial View page, you can choose how the PDF opens by default in a PDF
viewer. The selections should be self-explanatory.
Figure 272: Initial View page of PDF Options dialog
User Interface page of PDF Options dialog
On the User Interface page, you can choose more settings to control how a PDF
viewer displays the file. Some of these choices are particularly useful when you are
creating a PDF to be used as a presentation or a kiosk-type display.
Window options section
•Resize window to initial page. Causes the PDF viewer window to resize to fit
the first page of the PDF.
•Center window on screen. Causes the PDF viewer window to be centered on
the computer screen.
•Open in full screen mode. Causes the PDF viewer to open full-screen instead
of in a smaller window.
280 Getting Started with OpenOffice.org 3.3

•Display document title. Causes the PDF viewer to display the document’s
title in the title bar.
User interface options section
•Hide menubar. Causes the PDF viewer to hide the menu bar.
•Hide toolbar. Causes the PDF viewer to hide the toolbar.
•Hide window controls. Causes the PDF viewer to hide other window
controls.
Figure 273: User Interface page of PDF Options dialog
Transitions
In Impress, displays slide transition effects as their respective PDF effects.
Bookmarks
Select how many heading levels are displayed as bookmarks, if Export bookmarks
is selected on the General page.
Links page of PDF Options dialog
On the Links page you can choose how links are exported to PDF.
Export bookmarks as named destinations
If you have defined Writer bookmarks, Impress or Draw slide names, or Calc sheet
names, this option exports them as “named destinations” to which Web pages and
PDF documents can link.
Convert document references to PDF targets
If you have defined links to other documents with OpenDocument extensions
(such as .ODT, .ODS, and .ODP), this option converts the files names to .PDF in the
exported PDF document.
Chapter 10 Printing, Exporting, and E-mailing 281

Figure 274: Links page of PDF Options dialog
Export URLs relative to file system
If you have defined relative links in a document, this option exports those links to
the PDF.
Cross-document links
Defines the behavior of links clicked in PDF files.
Security page of PDF Options dialog
PDF export includes options to encrypt the PDF (so it cannot be opened without a
password) and apply some digital rights management (DRM) features.
•With an open password set, the PDF can only be opened with the password.
Once opened, there are no restrictions on what the user can do with the
document (for example, print, copy, or change it).
•With a permissions password set, the PDF can be opened by anyone, but its
permissions can be restricted. See Figure 275. After you set a password for
permissions, the other choices on the Security page become available.
•With both the open password and permission password set, the PDF can only
be opened with the correct password, and its permissions can be restricted.
Note Permissions settings are effective only if the user’s PDF viewer respects
the settings.
Figure 276 shows the pop-up dialog displayed when you click the Set open
password button on the Security page of the PDF Options dialog.
282 Getting Started with OpenOffice.org 3.3

Figure 275: Security page of PDF Options dialog
Figure 276: Setting a password to encrypt a PDF
Chapter 10 Printing, Exporting, and E-mailing 283

Exporting to other formats
OOo uses the term “export” for some file operations involving a change of file type. If
you cannot find what you want under File > Save As, look under File > Export as
well.
OpenOffice.org can export files to XHTML. In addition, OOo Draw and OOo Impress
can export to Adobe Flash (.swf) and a range of image formats.
To export to one of these formats, choose File > Export. On the Export dialog,
specify a file name for the exported document, then select the required format in the
File format list and click the Export button.
E-mailing documents
OOo provides several ways to quickly and easily send documents as an e-mail
attachment in one of three formats: OpenDocument (OOo’s default format), Microsoft
Office formats, or PDF.
Note Documents can only be sent from the OOo menu if a mail profile has
been set up.
To send the current document in OpenDocument format:
1) Choose File > Send > Document as E-mail. OpenOffice.org opens your
default e-mail program. The document is attached.
2) In your e-mail program, enter the recipient, subject, and any text you want to
add, then send the e-mail.
File > Send > E-mail as OpenDocument Text (or Spreadsheet or Presentation)
has the same effect.
If you choose E-mail as Microsoft [Word, Excel, or Powerpoint], OOo first creates
a file in one of those formats and then opens your e-mail program with the file
attached.
Similarly, if you choose E-mail as PDF, OOo first creates a PDF using your default
PDF settings (as when using the Export Directly as PDF toolbar button) and then
opens your email program with the .PDF file attached.
E-mailing a document to several recipients
To e-mail a document to several recipients, you can use the features in your e-mail
program or you can use OOo’s mail merge facilities to extract email addresses from
an address book.
You can use OOo’s mail merge to send e-mail in two ways:
•Use the Mail Merge Wizard to create the document and send it. See Chapter 11
(Using Mail Merge) of the Writer Guide for details.
•Create the document in Writer without using the Wizard, then use the Wizard
to send it. This method is described here.
To use the Mail Merge Wizard to send a previously-created Writer document:
1) Click Tools > Mail Merge Wizard. On the first page of the wizard, select Use
the current document and click Next.
284 Getting Started with OpenOffice.org 3.3

Figure 277: Select starting document
2) On the second page, select E-mail message and click Next.
Figure 278: Select document type
3) On the third page, click the Select Address List button. Select the required
address list (even if only one is shown) and then click OK. (If the address list
you need is not shown here, you can click Add to find it and add it to the list.)
Chapter 10 Printing, Exporting, and E-mailing 285

Figure 279: Selecting an address list
4) Back on the Select address list page, click Next. On the Create salutation
page, deselect This document should contain a salutation.
Figure 280: Deselecting a salutation
5) In the left-hand list, click 8. Save, print or send. OOo displays a “Creating
documents” message and then displays the Save, print or send page of the
Wizard.
6) Select Send merged document as E-Mail. The lower part of the page
changes to show e-mail settings choices.
286 Getting Started with OpenOffice.org 3.3

Figure 281: Sending a document as an email message
7) Type a subject for your email and click Send documents. OOo sends the e-
mails.
Digital signing of documents
To sign a document digitally, you need a personal key, also known as a certificate.
A personal key is stored on your computer as a combination of a private key, which
must be kept secret, and a public key, which you add to your documents when you
sign them. You can get a certificate from a certification authority, which may be a
private company or a governmental institution.
When you apply a digital signature to a document, a kind of checksum is computed
from the document’s content plus your personal key. The checksum and your public
key are stored together with the document.
When someone later opens the document on any computer with a recent version of
OpenOffice.org, the program will compute the checksum again and compare it with
the stored checksum. If both are the same, the program will signal that you see the
original, unchanged document. In addition, the program can show you the public key
information from the certificate. You can compare the public key with the public key
that is published on the web site of the certificate authority. Whenever someone
changes something in the document, this change breaks the digital signature.
On Windows operating systems, the Windows features of validating a signature are
used. On Solaris and Linux systems, files that are supplied by Thunderbird, Mozilla or
Firefox are used. For a more detailed description of how to get and manage a
certificate, and signature validation, see “About Digital Signatures” in the OOo Help.
Chapter 10 Printing, Exporting, and E-mailing 287

To sign a document:
1) Choose File > Digital Signatures.
2) If you have not saved the document since the last change, a message box
appears. Click Yes to save the file.
3) After saving, you see the Digital Signatures dialog. Click Add to add a public
key to the document.
4) In the Select Certificate dialog, select your certificate and click OK.
5) You see again the Digital Signatures dialog, where you can add more
certificates if you want. Click OK to add the public key to the saved file.
A signed document shows an icon in the status bar. You can double-click the icon
to view the certificate.
Removing personal data
You may wish to ensure that personal data, versions, notes, hidden information, or
recorded changes are removed from files before you send them to other people or
create PDFs from them.
In Tools > Options > OpenOffice.org > Security > Options, you can set OOo to
remind (warn) you when files contain certain information and remove personal
information automatically on saving.
To remove personal and some other data from a file, go to File > Properties. On the
General tab, uncheck Apply user data and then click the Reset button. This
removes any names in the created and modified fields, deletes the modification and
printing dates, and resets the editing time to zero, the creation date to the current
date and time, and the version number to 1.
To remove version information, either go to File > Versions, select the versions from
the list and click Delete, or use Save As and save the file with a different name.
288 Getting Started with OpenOffice.org 3.3

Chapter 11
Graphics, the Gallery,
and Fontwork
289

Introduction
You can add graphic and image files, including photos, drawings, scanned images,
and others, to OpenOffice.org documents. OOo can import various vector (line
drawing) and raster (bitmap) file formats. The most commonly used graphic formats
are GIF, JPG, PNG, and BMP. See Appendix B for a full list of the graphic formats OOo
can import.
Graphics in OOo are of three basic types:
•Image files, such as photos, drawings, and scanned images
•Diagrams created using OOo’s drawing tools
•Charts created using OOo’s Chart facility
This chapter covers images and diagrams.
More detailed descriptions on working with drawing tools can be found in the Draw
Guide and Impress Guide. Instructions on how to create charts are given in the Calc
Guide.
Adding images to a document
Images can be added to a document in several ways: by inserting an image file,
directly from a graphics program or a scanner, or from the OOo Gallery.
Inserting an image file
When the image is in a file stored on the computer, you can insert it into an OOo
document using either of the following methods.
Drag and drop
1) Open a file browser window and locate the image you want to insert.
2) Drag the image into the Writer document and drop it where you want it to
appear. A faint vertical line marks where the image will be dropped.
This method embeds (saves a copy of) the image file in the Writer document. To link
the file instead of embedding it, hold down the Control+Shift keys while dragging the
image.
Insert Picture dialog
1) Click in the OOo document where you want the image to appear.
2) Choose Insert > Picture > From File from the menu bar.
3) On the Insert Picture dialog, navigate to the file to be inserted, select it, and
click Open.
At the bottom of the dialog are two options, Preview and Link. Choose Preview to
view a thumbnail of the selected image on the right, so you can verify that you have
the correct file. See below for the use of Link.
290 Getting Started with OpenOffice.org 3.3

Figure 282. Insert picture dialog
Linking an image file
If the Link option in the Insert picture dialog is selected, OOo creates a link to the
file containing the image instead of saving a copy of the image in the document. The
result is that the image is displayed in the document, but when the document is
saved, it contains only a reference to the image file—not the image itself. The
document and the image remain as two separate files, and they are merged together
only when you open the document again.
Linking an image has two advantages and one disadvantage:
•Advantage – Linking can reduce the size of the document when it is saved,
because the image file itself is not included. File size is usually not a problem
on a modern computer with a reasonable amount of memory, unless the
document includes many large graphics files; OOo can handle quite large files.
•Advantage – You can modify the image file separately without changing the
document because the link to the file remains valid, and the modified image
will appear when you next open the document. This can be a big advantage if
you (or someone else, perhaps a graphic artist) is updating images.
•Disadvantage – If you send the document to someone else, or move it to a
different computer, you must also send the image files, or the receiver will not
be able to see the linked images. You need to keep track of the location of the
images and make sure the recipient knows where to put them on another
machine, so the document can find them. For example, you might keep images
in a subfolder named Images (under the folder containing the document); the
recipient of the file needs to put the images in a subfolder with the same name
(under the folder containing the document).
Note
When inserting the same image several times in the document it would
appear beneficial to create links; however, this is not necessary as OOo
embeds in the document only one copy of the image file.
Chapter 11 Graphics, the Gallery, and Fontwork 291

Embedding linked images
If you originally linked the images, you can easily embed one or more of them later if
you wish. To do so:
1) Open the document in OpenOffice.org and choose Edit > Links.
2) The Edit Links dialog (Figure 283) shows all the linked files. In the Source file
list, select the files you want to change from linked to embedded.
3) Click the Break Link button.
4) Save the document.
Note
Going the other way, from embedded to linked, is not so easy—you
must delete and reinsert each image, one at a time, selecting the Link
option when you do so.
Figure 283: The Edit Links dialog
Inserting an image from the clipboard
Using the clipboard, you can copy images into an OOo document from another OOo
document and from other programs. To do this:
1) Open both the source document and the target document.
2) In the source document, select the image to be copied.
3) Move the mouse pointer over the selected image and press Control+C to copy
the image to the clipboard.
4) Switch to the target document.
5) Click to place the cursor where the graphic is to be inserted.
6) Press Control+V to insert the image.
Caution If the application from which the graphic was copied is closed before the
graphic is pasted into the target, the image stored on the clipboard could
be lost.
292 Getting Started with OpenOffice.org 3.3

Inserting an image using a scanner
If a scanner is connected to your computer, OOo can call the scanning application
and inserted the scanned item into the OOo document as an image. To start this
procedure, place the cursor where you want the graphic to be inserted and chooe
Insert > Picture > Scan > Select Source.
Although this practice is quick and easy, it is unlikely to result in a high-quality image
of the correct size. You may get better results by scanned material into a graphics
program and cleaning it up there before inserting the resulting image into OOo.
Inserting an image from the Gallery
The Gallery provides a convenient way to group reusable objects such as graphics
and sounds that you can insert into your documents. The Gallery is available in all
components of OOo. See “Managing the OpenOffice.org Gallery“ on page 294. You
can copy or link an object from the Gallery into a document.
To insert an object:
1) Choose Tools > Gallery or click the Gallery icon on the Standard toolbar
(in Writer and Calc) or the Drawing toolbar (in Impress and Draw).
2) Select a theme.
3) Select an object with a single click.
4) Drag and drop the image into the document. (See Figure 284.)
You can also right-click on the object and choose Insert > Copy.
Figure 284: Copying a graphic object from the Gallery into a document
Chapter 11 Graphics, the Gallery, and Fontwork 293

To insert an object as a link:
1) Choose Tools > Gallery and select a theme.
2) Select an object with a single click, then while pressing the Shift and Control
keys, drag and drop the object into the document.
Inserting an image as a background
To insert an image as the background to a page or paragraph:
1) Choose Tools > Gallery and select a theme.
2) Select an object with a single click, right-click on the object, and choose Insert
> Background > Page or > Paragraph.
Modifying and positioning graphics
OpenOffice.org provides many tools for resizing, modifying, filtering, and positioning
graphics; wrapping text around graphics; and using graphics as backgrounds and
watermarks. These tools are described in relevant chapters of the other guides. Some
sophisticated adjustments of the graphics are best done in an image manipulation
program and the results brought into OOo, rather than using OOo’s inbuilt tools.
Managing the OpenOffice.org Gallery
Graphics in the Gallery are grouped by themes, such as Bullets, Rulers, and
Backgrounds. You can create other groups or themes and add your own pictures or
find extensions containing more graphics.
The box on the left of the gallery window lists the available themes. Click on a theme
to see its contents displayed in the Gallery window.
You can display the Gallery in Icon View (Figure 285) or Detailed View, and you can
hide or show the Gallery by clicking on the Hide button (similar to the Hide button
for the Navigator and the Styles and Formatting window when they are docked).
Figure 285: Icon view of one theme in the Gallery
294 Getting Started with OpenOffice.org 3.3

By default, the Gallery is docked above the workspace. To expand the Gallery,
position the pointer over the line that divides it from the top of the workspace. When
the pointer changes to parallel lines with arrows, click and drag downward. The
workspace resizes in response.
As for other docked windows, you can “float” the Gallery by moving the mouse
pointer over an edge of the Gallery window, holding down the Control key, and
double-clicking. Repeat this procedure to dock the Gallery again.
The default themes are locked; no items can be added to or deleted from these
themes. The locked themes are easily recognizable by right-clicking on them; the only
available option in the pop-up menu is Properties.
In a default installation, only the My themes theme is customizable, although new
themes can be added as explained in “Adding a new theme to the Gallery” on page
296.
Adding objects to the Gallery
You may wish to add to the Gallery any images that you use frequently, for example, a
company logo. You can then very easily insert these graphics into a document later.
You can add images only to “My Theme” or to any other theme that you have created;
these are indicated by a green icon in the list of themes. You cannot add images to
the built-in themes, indicated by an icon of another color.
Method 1 (selecting a file):
1) In the theme’s Properties, on the Files page, click the Find Files button. The
Select path dialog opens.
2) You can enter the path for the file’s directory in the Path text box, or you can
navigate to locate the file’s directory. Use the File type drop-down list to help
limit the search.
3) Click the Select button to start the search.
4) A list of graphic files is then displayed in the window. You can use the File type
filter again to further limit the search.
5) Select the files to add. To select more than one file, hold the Control key down
while you click on each file.
6) Finally, click Add.
Method 2 (drag and drop):
1) Open the document containing an image you want to add to the Gallery, and
display the Gallery theme to which you want to add it.
2) Position the mouse pointer above the image, without clicking.
3) If the mouse pointer changes to a hand symbol, the image refers to a
hyperlink. In this case, press the Alt key while you click the image, to select it
without activating the link. If the mouse pointer does not change to a hand
symbol, you can simply click the image to select it.
4) Once the image is selected, evident from the green selection handles around it,
release the mouse button. Click again on the image, keeping the mouse button
pressed for more than two seconds. Without releasing the mouse button, drag
the image into the document.
5) Release the mouse button.
Chapter 11 Graphics, the Gallery, and Fontwork 295

Deleting images from the Gallery
To delete an image from a theme that you created:
1) Right-click on the name of the image file or its thumbnail in the Gallery.
2) Click Delete on the pop-up menu. A message appears, asking if you want to
delete this object. Click Yes.
Note Deleting the name of a file from the list in the Gallery does not delete
the file from the hard disk or other location.
Adding a new theme to the Gallery
To add a new theme to the Gallery:
1) Click the New Theme button above the list of themes (Figure 285).
2) In the Properties of New Theme dialog, click the General tab and type a name
for the new theme.
3) Click the Files tab and add images to the theme, as described earlier.
Deleting a theme from the Gallery
You can delete only theme that you have added to the Gallery; you cannot delete any
of the inbuilt themes. To delete a theme from the Gallery:
1) Go to Tools > Gallery.
2) In the left part of the Gallery, select in the list the theme you wish to delete.
3) Right-click on the theme, then click Delete on the pop-up menu.
Location of the Gallery and the objects in it
Graphics and other objects shown in the Gallery can be located anywhere on your
computer’s hard disk, on a network drive, or on a CD-ROM. Listings in the Gallery
refer to the location of each object. When you add graphics to the Gallery, the files
are not moved or copied; only the location of each new object is added as a reference.
In a workgroup situation, you may have access to a shared Gallery (where you cannot
change the contents unless authorized to do so) and a user Gallery, where you can
add, change, or delete objects.
The location of the user Gallery is specified in Tools > Options > OpenOffice.org >
Paths. You can change this location, and you can copy your gallery files (*.sdv) to
other computers.
Gallery contents provided with OOo are stored in a different location. You cannot
change this location.
296 Getting Started with OpenOffice.org 3.3

Creating an image map
An image map defines areas of an image (called hotspots) with hyperlinks to web
addresses, other files on the computer, or parts of the same document. Hotspots are
the graphic equivalent of text hyperlinks (described in Chapter 12). Clicking on a
hotspot causes OOo to open the linked page in the appropriate program (for example,
the default browser for an HTML page; OOo Calc for a .ODS file; a PDF viewer for a
PDF file). You can create hotspots of various shapes and include several hotspots in
the same image.
To use the image map editor:
1) In your OOo document, select the picture where you want to define the
hotspots.
2) Choose Edit > ImageMap from the menu bar. The ImageMap Editor (Figure
286) opens.
3) Use the tools and fields in the dialog (described on the next page) to define the
hotspots and links necessary.
4) Click the Apply icon to apply the settings.
5) When done, click the Save icon to save the imagemap to a file, then click
the X in the upper right corner to close the dialog.
Figure 286: The dialog to create or edit an image map
The main part of the dialog shows the image on which the hotspots are defined. A
hotspot is identified by a line indicating its shape.
The toolbar at the top of the dialog contains the following tools:
•Apply button: click this button to apply the changes.
Chapter 11 Graphics, the Gallery, and Fontwork 297

•Load, Save, and Select icons.
•Tools for drawing a hotspot shape: these tools work in exactly the same way as
the corresponding tools in the Drawing toolbar.
•Edit, Move, Insert, Delete Points: advanced editing tools to manipulate the
shape of a polygon hotspot. Choose the Edit Points tool to activate the other
tools.
•Active icon: toggles the status of a selected hotspot between active and
inactive.
•Macro: associates a macro with the hotspot instead of just associating an
hyperlink.
•Properties: sets the hyperlink properties and adds the Name attribute to the
hyperlink.
Below the toolbar, specify for the selected hotspot:
•Address: the address pointed by the hyperlink. You can also point to an anchor
in a document; to do this, write the address in this format:
file:///<path>/document_name#anchor_name
•Text: type the text that you want to be displayed when the mouse pointer is
moved over the hotspot.
•Frame: where the target of the hyperlink will open: pick among _blank (opens
in a new browser window), _self (opens in the active browser window), _top or
_parent.
Tip
The value _self for the target frame will work just fine in the vast majority
of occasions. It is therefore not recommended to use the other choices
unless absolutely necessary.
Using OOo’s drawing tools
You can use Ooo’s drawing tools to create graphics such as simple diagrams using
rectangles, circles, lines, text, and other predefined shapes. You can also group
several drawing objects to make sure they maintain their relative position and
proportion.
You can place the drawing objects directly on a page in your document, or you can
insert them into a frame.
You can also use the drawing tools to annotate photographs, screen captures, or
other illustrations produced by other programs, but this is not recommended
because:
•You cannot include images in a group with drawing objects, so they may get
out of alignment in your document.
•If you convert a document to another format, such as HTML, the drawing
objects and the graphics will not remain associated; they are saved separately.
In general, if you need to create complex drawings, it is recommended to use
OpenOffice.org Draw, which includes many more features such as layers, styles, and
so on.
298 Getting Started with OpenOffice.org 3.3

Creating drawing objects
To begin using the drawing tools, display the Drawing toolbar (Figure 287) by
clicking View > Toolbars > Drawing.
If you are planning to use the drawing tools repeatedly, you can tear off this toolbar
and move it to a convenient place on the window.
1Select 5Freeform Line 9Symbol Shapes 13 Stars
2Line 6Text 10 Block arrows 14 Points
3Rectangle 7Callouts 11 Flowcharts 15 Fontwork Gallery
4Ellipse 8Basic Shapes 12 Callouts 16 From File
17 Extrusion On/Off
Figure 287. The Drawing toolbar
To use a drawing tool:
1) Click in the document where you want the drawing to be anchored. You can
change the anchor later, if necessary.
2) Choose the tool from the Drawing toolbar (Figure 287). The mouse pointer
changes to a drawing-functions pointer .
3) Move the cross-hair pointer to the place in the document where you want the
graphic to appear and then click and drag to create the drawing object.
Release the mouse button. The selected drawing function remains active, so
you can draw another object of the same type.
4) To cancel the selected drawing function, press the Esc key or click on the
Select icon (the arrow) on the Drawing toolbar.
5) You can now change the properties (fill color, line type and weight, anchoring,
and others) of the drawing object using either the Drawing Object Properties
toolbar (Figure 288) or the choices and dialogs reached by right-clicking on
the drawing object.
Set or change properties for drawing objects
To set the properties for a drawing object before you draw it:
1) On the Drawing toolbar (Figure 287), click the Select tool.
2) On the Drawing Object Properties toolbar (Figure 288), click on the icon for
each property and select the value you want for that property.
3) For more control, or to define new attributes, you can click on the Area or
Line icons on the toolbar to display detailed dialogs.
Chapter 11 Graphics, the Gallery, and Fontwork 299

1Line 5Line Color 9To Foreground 13 Alignment
2Arrow Style 6Area 10 To Background 14 Change Anchor
3Line Style 7Area Style / Filling 11 Bring to Front 15 Ungroup
4Line Width 8Rotate 12 Send to Back 16 Group
Figure 288. Drawing Object Properties toolbar
The default you set applies to the current document and session. It is not retained
when you close the document or close Writer, and it does not apply to any other
document you open. The defaults apply to all the drawing objects except text objects.
To change the properties for an existing drawing object:
1) Select the object.
2) Continue as described above.
You can also specify the position and size, rotation, and slant and corner radius
properties of the drawing object:
1) Right-click on the drawing object and then choose Position and Size from the
pop-up menu. The Position and Size dialog is displayed.
2) Choose any properties, as required.
Resizing a drawing object
The same considerations for resizing an image apply also to resizing an object. Select
the object, click on one of the eight handles around it and drag it to its new position.
For a scaled resizing, select one of the corner handles and keep the Shift key pressed
while dragging the handle to its new position.
For more sophisticated control of the size of the object, choose Format > Object >
Position and Size from the menu bar. Use the Position and Size dialog to set the
width and height independently. If the Keep ratio option is selected, then the two
dimensions change so that the proportion is maintained, allowing for a scaled
resizing.
Grouping drawing objects
To group drawing objects:
1) Select one object, then hold down the Shift key and select the others you want
to include in the group. The bounding box expands to include all the selected
objects.
2) With the objects selected, hover the mouse pointer over one of the objects and
choose Format > Group > Group from the menu bar or right-click and
choose Group > Group from the pop-up menu.
Note You cannot include an embedded or linked graphic in a group with
drawing objects.
300 Getting Started with OpenOffice.org 3.3

Using Fontwork
With Fontwork you can create graphical text art objects for making your work more
attractive. There are many different settings for text art objects (line, area, position,
size, and more), so you have a large choice. You will surely find one that fits your
document.
Fontwork is available with each component of OOo, but you will notice small
differences in the way that each component displays it.
The Fontwork toolbars
You can use two different toolbars for creating and editing a Fontwork object.
•Go to View > Toolbars > Fontwork.
Figure 289: The floating Fontwork toolbar
•If you click on an existing Fontwork object, the Formatting toolbar changes to
display the Fontwork options as shown in Figure 294. The contents of this
toolbar vary depending on the OOo component with which it is being used.
Creating a Fontwork object
1) On the Drawing or Fontwork toolbar, click the Fontwork Gallery icon . If the
Drawing toolbar is not visible, go to View > Toolbars > Drawing to display it.
2) In the Fontwork Gallery (Figure 290), select a Fontwork style, then click OK.
The Fontwork object will appear in your document. Notice the blue squares
around the edge (indicating that the object is selected) and the yellow dot;
these are discussed in “Moving and resizing Fontwork objects” on page 306.
Chapter 11 Graphics, the Gallery, and Fontwork 301

Figure 290: The Fontwork Gallery
3) Double-click the object to edit the Fontwork text. Type your own text in place
of the black Fontwork text that appears over the object (Figure 291).
Figure 291: Editing Fontwork text
4) Click anywhere in a free space or press Esc to apply your changes.
Editing a Fontwork object
Now that the Fontwork object is created, you can edit some of its attributes. To do
this, you can use the Fontwork toolbar, the Formatting toolbar, or menu options as
described in this section. If the selected Fontwork object is a 3D object, you can also
use the 3D-Settings toolbar.
302 Getting Started with OpenOffice.org 3.3

Using the Fontwork toolbar
Make sure that the Fontwork toolbar, shown in Figure 289, is visible. If you do not
see it, go to View > Toolbars > Fontwork. Click on the different icons to edit
Fontwork objects.
Fontwork Shape: Edits the shape of the
selected object. You can choose from a
palette of shapes.
Figure 292: Fontwork toolbar
showing palette of shapes
Fontwork Same Letter Heights: Changes the height of characters in the
object. Toggles between normal height (some characters taller than others,
for example capital letters, d, h, l and others) and all letters the same height.
Figure 293: Left: normal letters; right: same letter heights
Fontwork Alignment: Changes the alignment of
characters. Choices are left align, center, right align,
word justify, and stretch justify. The effects of the text
alignment can only be seen if the text spans over two or
more lines. In the stretch justify mode, all the lines are
filled completely.
Chapter 11 Graphics, the Gallery, and Fontwork 303

Fontwork Character Spacing: Changes the character
spacing and kerning in the object. For custom spacing,
input a percentage value: 100% is normal spacing; less
than 100% is tight spacing; more than 100% is expanded
spacing.
Using the Formatting toolbar
Now let us go further and customize the Fontwork object with several more
attributes.
Click on the Fontwork object. The Formatting toolbar changes to show the options for
editing the object. (The toolbar shown in Figure 294 appears when you use Fontwork
in Writer.)
Figure 294: Formatting toolbar for a Fontwork object in Writer
This figure shows the toolbar floating. In its default, docked position it is one of the
toolbars located below the menu bar. The example toolbar has also been customized
to show all of the available options; by default only a subset of these options is shown.
On the Formatting toolbar you have a large choice of options for customizing your
object. These choices are the same as the ones for other drawing objects. For more
information, see the Draw Guide.
304 Getting Started with OpenOffice.org 3.3

Line options
Line icon: Opens a dialog with three tabs: Line, Line Styles, Arrow Styles. Use the
Line tab to edit the most common properties of the line around the selected
Fontwork object, by choosing from previously-defined attributes including line style,
line color, and arrow styles. Use the Lines Styles and Arrow Styles tabs to edit the
properties of line and arrow styles, and define new styles.
Arrow Style icon: Choose from the different arrow styles.
Line Style box: Choose from the available line styles.
Line Width box: Set the width of the line.
Line Color box: Select the color of the line.
Area options
Area icon: Opens a dialog with seven tabs: Area, Shadow, Transparency, Colors,
Gradients, Hatching, Bitmaps.
•Area tab: Choose from the predefined list a color, bitmap, gradient or hatching
pattern to fill the selected object.
•Shadow tab: Set the shadow properties of the selected object.
•Transparency tab: Set the transparency properties of the selected object.
•Colors tab: Modify the available colors or add new ones to appear on the Area
tab.
•Gradients tab: Modify the available gradients or add new ones to appear on
the Area tab.
•Hatching tab: Modify the available hatching patterns or add new ones to
appear on the Area tab.
•Bitmaps tab: Create simple bitmap patterns and import bitmaps, to make
them available on the Area tab.
Area Style / Filling boxes: Select the type of the fill of the selected object. For more
detailed settings, use the Area icon.
Positioning options
Rotate icon: Rotate the selected object manually using the mouse to drag the object.
To Foreground icon: Move the selected object in front of the text.
To Background icon: Move the selected object behind the text.
Alignment icon: Modify the alignment of the selected objects.
Bring to front icon: Move the selected object in front of the others.
Send to back icon: Move the selected object behind the others.
Change Anchor icon: Choose between anchoring options:
•To Page - The object keeps the same position in relation to the page margins. It
does not move as you add or delete text.
•To Paragraph - The object is associated with a paragraph and moves with the
paragraph. It may be placed in the margin or another location.
•To Character - The object is associated with a character but is not in the text
sequence. It moves with the paragraph but may be placed in the margin or
another location. This method is similar to anchoring to a paragraph.
Chapter 11 Graphics, the Gallery, and Fontwork 305

•As Character - The object is placed in the document like any character and
moves with the paragraph as you add or delete text before the object.
Ungroup icon: Ungroup the selected objects, so you can manage them individually.
Group icon: Group the selected objects, so you can manage them as a single object.
Using menu options
You can use some the choices on the Format menu to anchor, align, arrange and
group selected Fontwork objects, wrap text around them, and flip them horizontally
and vertically.
You can also right-click on a Fontwork object and choose many of the same options
from the pop-up menu. The pop-up menu also provides quick access to the Line, Area,
Text, and Position and Size dialogs. The Text dialog offers only a few options for
Fontwork objects and is not discussed here. On the Position and Size dialog, you can
enter precise values concerning size and position. For more information on all of
these menu options, see the Draw Guide.
Using the 3D-Settings toolbar
If the selected Fontwork object is a 3D object, you can also use the options on the 3D-
Settings toolbar. You can also change a 2D Fontwork object into a 3D object (or
change a 3D object into a 2D object) by clicking the Extrusion On/Off icon on the 3D-
Settings toolbar. For more information, see the Draw Guide.
Figure 295: 3D-Settings toolbar
Moving and resizing Fontwork objects
When you select a Fontwork object, eight blue squares (known as handles) appear
around the edge of the object, as shown below. You can drag these handles to resize
the object.
A yellow dot also appears on the object. This dot
may be along an edge of the object, or it may be
somewhere else; see figure to right for an example.
If you hover the pointer over this yellow dot, the
pointer turns into a hand symbol. You can drag the
dot in different directions to distort the object.
Hovering the pointer over other parts of the object
turns the pointer into the usual symbol for dragging
the object to another part of the page.
For precise control of the location and size of the object, use the Position and Size
dialog.
306 Getting Started with OpenOffice.org 3.3

Chapter 12
Creating Web Pages
Saving Documents as HTML Files
307

Introduction
This chapter describes how to do the following in Writer, Calc, Draw and Impress:
•Create hyperlinks within a document and to other documents such as web
pages, PDFs, and other files.
•Save documents as web pages (HTML documents).
When creating a document that you plan to deliver as a web page, you need to
consider the following:
•In an HTML document, hyperlinks are active (clickable) but other cross-
references inserted by OOo are not active links.
•An object such as a image is saved as a separate file. However, if that object
has been placed in a frame (for example, with an associated caption), it is not
saved and does not appear in the HTML document; instead, the name of the
frame appears.
Relative and absolute hyperlinks
Hyperlinks stored within a file can be either relative or absolute.
A relative hyperlink says, Here is how to get there starting from where you are now
(meaning from the folder in which your current document is saved) while an absolute
hyperlink says, Here is how to get there no matter where you start from.
An absolute link will stop working if the target is moved. A relative link will stop
working if the start and target locations change relative to each other. For instance, if
you have two spreadsheets in the same folder linked to each other and you move the
entire folder to a new location, an absolute hyperlink will break but a relative one will
not.
To change the way that OOo stores the hyperlinks in your file, select Tools >
Options > Load/Save > General and choose if you want URLs saved relatively
when referencing the File System, or the Internet, or both.
Calc will always display an absolute hyperlink. Don’t be alarmed when it does this
even when you have saved a relative hyperlink—this ‘absolute’ target address will be
updated if you move the file.
Note
Make sure that the folder structure on your computer is the same as the
file structure on your web server if you save your links as relative to the
file system and you are going to upload pages to the Internet.
Tip
When you rest the mouse pointer on a hyperlink, a help tip displays the
absolute reference, since OOo uses absolute path names internally. The
complete path and address can only be seen when you view the result of
the HTML export (saving the spreadsheet as an HTML file), by loading
the HTML file as Text, or by opening it with a text editor.
308 Getting Started with OpenOffice.org 3.3

Creating hyperlinks
When you type text (such as a website addresses or URL) that can be used as a
hyperlink, and then press the spacebar or the Enter key, OOo automatically creates
the hyperlink and applies formatting to the text (usually a color and underlining). If
this does not happen, you can enable this feature using Tools > AutoCorrect
Options > Options and selecting the URL Recognition option.
If you do not want OOo to convert a specific URL to a hyperlink, choose Edit > Undo
Insert from the menu bar or press Control+Z immediately after the formatting has
been applied.
Tip
To change the color of hyperlinks, go to Tools > Options >
OpenOffice.org > Appearance, scroll to Unvisited links and/or Visited
links, pick the new colors and click OK. Caution: this will change the
color for all hyperlinks in all components of OpenOffice.org; this may not
be what you want.
In Writer and Calc (but not Draw or Impress), you can also change the
Internet link character style or define and apply new styles to selected
links.
You can also insert hyperlinks using the Navigator and the Hyperlink dialog, and you
can modify all hyperlinks using the Hyperlink dialog as described in this section.
Using the Navigator
The easiest way to insert a hyperlink to another part of the same document is by
using the Navigator:
1) Open the documents containing the items you want to cross-reference.
2) Open the Navigator by clicking its icon , by choosing View > Navigator,
or by pressing F5.
3) Click the arrow next to the Drag Mode icon, and choose Insert as Hyperlink.
(See Figure 296.)
4) In the list at the bottom of the Navigator, select the document containing the
item that you want to cross-reference.
5) In the Navigator list, select the item that you want to insert as a hyperlink.
6) Drag the item to where you want to insert the hyperlink in the document. The
name of the item is inserted in the document as an active hyperlink.
Chapter 12 Creating Web Pages 309

Figure 296: Inserting a hyperlink using the Navigator
When using the Navigator to hyperlink to an object such as a graphic, to have the
hyperlink show useful text such as 2009 Sales Graph, you need to give such objects
useful names instead of leaving them as the default names (“Graphics6”), or you need
to edit the resulting link text using the Hyperlink dialog, as described below.
You can also use the Navigator to insert a hyperlink from one document (the source)
to a specific place in another document (the target). Open the Navigator in the target
document and drag the item to the spot in the source document where you want the
hyperlink to appear.
Using the Hyperlink dialog
To display the dialog, click the Hyperlink icon on the Standard toolbar or choose
Insert > Hyperlink from the menu bar. To turn existing text into a link, highlight it
before opening the dialog.
Figure 297: Hyperlink dialog showing details for Internet links
310 Getting Started with OpenOffice.org 3.3

On the left side, select one of the four categories of hyperlink:
•Internet: the hyperlink points to a web address, normally starting with http://
•Mail & News: the hyperlink opens an email message that is pre-addressed to
a particular recipient
•Document: the hyperlink points to another document or to another place in
the current document
•New document: the hyperlink creates a new document
The top right part of the dialog changes according to the choice made for the
hyperlink category in the left panel. A full description of all the choices and their
interactions is beyond the scope of this chapter. Here is a summary of the most
common choices.
For an Internet hyperlink, choose the type of hyperlink (Web, FTP, or Telnet), and
enter the required web address (URL).
For a Mail and News hyperlink, specify whether it is a mail or news link, the
receiver’s address, and for email, also the subject.
For a Document hyperlink, specify the document path (the Open File button opens a
file browser) or leave this blank if you want to link to a target in the same document.
Optionally specify the target in the document (for example a specific slide). Click on
the Target in Document icon to open the Navigator where you can select the target;
or if you know the name of the target, you can type it into the box.
For a New Document hyperlink, specify whether to edit the newly created document
immediately (Edit now) or just create it (Edit later), enter the file name, and select
the type of document to create (text, spreadsheet, and so on). Click the Select Path
button to open a file browser and choose where to store the file.
The Further settings section in the bottom right part of the dialog is common to all
the hyperlink categories, although some choices are more relevant to some types of
links.
•Set the value of Frame to determine how the hyperlink will open. This applies
to documents that open in a Web browser.
•Form specifies if the link is to be presented as text or as a button. Figure 298
shows a link formatted as a button. A hyperlink button is a type of form
control. See Chapter 15 of the Writer Guide for more information.
Figure 298: OOo Authors hyperlink as button
•Text specifies the text that will be visible to the user. If you do not enter
anything here, OOo uses the full URL or path as the link text. Note that if the
link is relative and you move the file, this text will not change, though the
target will.
Chapter 12 Creating Web Pages 311

•Name is applicable to HTML documents. It specifies text that will be added as
a NAME attribute in the HTML code behind the hyperlink.
•Events button : click this button to open the Assign Macro dialog and
choose a macro to run when the link is clicked. See Chapter 13 (Getting
Started with Macros) for more information.
Editing hyperlinks
To edit an existing link, click anywhere in the link text and then click the Hyperlink
icon on the Standard toolbar or choose Edit > Hyperlink from the menu bar.
The Hyperlink dialog opens. Make your changes and click Apply. If you need to edit
several hyperlinks, you can leave the Hyperlink dialog open until you have edited all
of them. Be sure to click Apply after each one. When you are finished, click Close.
The standard (default) behavior for activating hyperlinks within OOo is to use
Ctrl+click. This behavior can be changed in Tools > Options > OpenOffice.org >
Security > Options, by deselecting the option Ctrl-click required to follow
hyperlinks. If clicking in your links activates them, check that page to see if the
option has been deselected.
Removing hyperlinks
You can remove the clickable link from hyperlink text—leaving just the text—by right-
clicking on the link and selecting Default Formatting. This option is also available
from the Format menu. You may then need to re-apply some formatting in order for
the text to match the rest of your document.
To erase the link text or button from the document completely, select it and press the
Backspace or Delete key.
Saving Writer documents as web pages
Writer’s HTML capabilities include saving existing documents in HTML format,
creating new documents as HTML (not described here), and creating several
different types of web pages using a wizard.
The easiest way to create HTML documents is to start with an existing Writer
document. You can get a good idea of how it will appear as a web page by using View
> Web Layout. However, web layout view will not show you which features will or
won’t save correctly to HTML. Some considerations are described in the introduction
to this chapter.
Saving a document as a single web page
To save a document as a single web page (HTML format), choose File > Save As and
specify HTML Document as the file type.
Note
Writer does not replace multiple spaces in the original document with
the HTML code for non-breaking spaces. If you want to have extra
spaces in your HTML file or web page, you need to insert non-breaking
spaces in OOo. To do this, press Control+Spacebar instead of just
Spacebar.
312 Getting Started with OpenOffice.org 3.3

Saving a document as a series of web pages
Writer can save a large document as a series of web pages (HTML files) with a table
of contents page. To do this:
1) Decide which headings in the document should start on a new page and make
sure all those headings have the same style (for example, Heading 1).
2) Choose File > Send > Create HTML Document.
3) In the Name and Path dialog, type the file name to save the pages under. Also
specify which style indicates a new page (as decided in step 1).
4) Click Save to create the multi-page HTML document. (For those who may be
interested, the resulting HTML files conform to the HTML 4 Transitional.)
Figure 299. Creating a series of web pages from one document
Creating web pages using a Wizard
OOo’s Web wizard allows you to create several types of standard web pages. To use
it:
1) Choose File > Wizards > Web Page. On the first page of the Wizard, choose
settings and click Next. If this is your first web page, the only choice is
<default>.
Chapter 12 Creating Web Pages 313

2) Choose or browse to the document you would like to format. The Title,
Summary and Author information is picked up from the document’s properties;
if necessary, edit it. Click Next.
314 Getting Started with OpenOffice.org 3.3

3) Chose a layout for the web site by clicking on the layout boxes. Click Next.
4) Chose the information to be listed and the screen resolution. Click Next.
Chapter 12 Creating Web Pages 315

5) Select a style for the page. Use the drop-down list to choose different styles
and color combinations. You can browse to a background image and icon set
from the Gallery. Click Next.
6) Enter general information such as Title and HTML Metadata information. Click
Next.
7) Chose where to save the file and preview the page if you wish. Click Finish.
316 Getting Started with OpenOffice.org 3.3

To edit or view the document’s underlying HTML code, open the document, and then
choose View > HTML Source or click the HTML Source icon on the Main
toolbar.
Saving Calc spreadsheets as web pages
Calc can save files as HTML documents. As for Writer, choose File > Save As and
select HTML Document, or choose File > Wizards > Web Page.
If the file contains more than one sheet, the additional sheets will follow one another
in the HTML file. Links to each sheet will be placed at the top of the document. Calc
also allows the insertion of links directly into the spreadsheet using the Hyperlink
dialog.
Saving Impress presentations as web pages
You can export presentations as Macromedia Flash files: choose File > Export and
select Macromedia Flash for the file type.
You can also convert presentations into a series of web pages, as described below.
Note Saving as web pages (HTML format) does not retain animation and slide
transitions.
1) To begin, choose File > Export and select HTML Document as the file type.
2) Create a folder for the files, supply a name for the resulting HTML file, and
click Save. The HTML Export Wizard opens.
Chapter 12 Creating Web Pages 317

Note
Depending on the size of your presentation and the number of graphics
it contains, the HTML export function may create many HTML, JPG,
and GIF files. If you simply save to your desktop (not in a specific
folder), these separate HTML and graphics files will be all over your
desktop. So be sure to create a folder to hold all the files.
3) Choose the design for all of the pages, either from an existing design or by
creating a new one. If you have not previously saved a design, the Existing
Design choice is not available.
4) Click Next to select the type of web pages to create.
•Standard HTML: one page for each slide, with navigation links to move
from slide to slide.
•Standard HTML with frames: one page with a navigation bar on the left-
hand side; uses slide title as navigation links. Click on links to display
pages in right-hand side.
•Automatic: one page for each slide, with each page set with the Refresh
meta tag so a browser automatically cycles from one page to the next.
•WebCast: generates an ASP or Perl application to display the slides.
Unfortunately OOo has no direct support for PHP yet.
318 Getting Started with OpenOffice.org 3.3

5) Decide how the images will be saved (PNG, GIF, or JPG) and what resolution to
use.
When choosing a resolution, consider what the majority of your viewers might
be using. If you specify a high resolution, then a viewer with a medium-
resolution monitor will have to scroll sideways to see the entire slide, which
isprobably not desirable.
6) If Create title page was chosen in step 4, supply the information for it on the
next page. The title contains an author name, e-mail address and home page,
along with any additional information you want to include.
This page of the Wizard does not display if Create title page was not chosen.
Chapter 12 Creating Web Pages 319

7) Choose the navigation button style to use to move from one page to another. If
you do not choose any, OOo will create a text navigator.
8) Select the color scheme for the web pages. Available schemes include the
document’s existing scheme, one based upon browser colors, and a completely
user-defined scheme. You can save a new scheme so that it will appear on the
first page of the HTML export wizard.
320 Getting Started with OpenOffice.org 3.3

9) Click Create to generate the HTML files. If this is a new design, a small dialog
pops up. If you might want to reuse this design, you can give it a name and
save it. Otherwise, click Do Not Save.
Saving Draw documents as web pages
Exporting drawings from OpenOffice.org’s Draw application is similar to exporting a
presentation from Impress. Choose File > Export and select HTML Document as
the file type.
When using the wizard, you can choose to create the web page at any time by
clicking the Create button.
Chapter 12 Creating Web Pages 321

Chapter 13
Getting Started with
Macros
Using the Macro Recorder
322

Your first macros
A macro is a saved sequence of commands or keystrokes that are stored for later use.
An example of a simple macro is one that “types” your address. The OpenOffice.org
macro language is very flexible, allowing automation of both simple and complex
tasks. Macros are especially useful to repeat a task the same way over and over
again.
OpenOffice.org macros are usually written in a language called StarBasic, or just
abbreviated Basic. Although you can learn Basic and write macros, there is a steep
learning curve to writing macros from scratch. The usual methods for a beginner are
to add macros that someone else has written and to use the built-in macro recorder,
which records your keystrokes and saves them for use.
Most tasks in OpenOffice.org are accomplished by “dispatching a command” (sending
a command), which is intercepted and used. The macro recorder works by recording
the commands that are dispatched (see “The dispatch framework” on page 332).
Adding an existing macro
The first step in learning macro programming is to find and use existing macros. This
section assumes that you have a macro that you want to use; the macro may be in an
email, on a web page, or even in a book. For this example, use the macro in Listing 1.
Listing 1: Simple macro that says hello.
Sub HelloMacro
Print "Hello"
End Sub
You must create a library and module to contain your macro; this is covered in
“Macro organization” on page 333. Use these steps to create a library to contain your
macro:
1) Use Tools > Macros > Organize Macros > OpenOffice.org Basic to open
the OOo Macro dialog (see Figure 300 and Figure 305).
2) Click Organizer to open the OOo Basic Macro Organizer dialog (see Figure
306).
3) Select the Libraries tab.
4) Set the Location to My Macros & Dialogs, which is the default.
5) Click New to open the New Library dialog. Enter a library name such as
“TestLibrary” and click OK.
6) Select the Modules tab.
7) In the Module list, expand My Macros and select TestLibrary. A module named
Module1 already exists and can contain your macro. You can click New to
create another module in TestLibrary.
8) Select the Module1, or the new module that you created, and click Edit to
open the OOo Integrated Debugging Environment (IDE).
9) The IDE is a text editor for macros that allows you to edit and create macros.
Copy the macro into the IDE.
When a new module is created, it contains a comment and an empty macro named
Main, that does nothing.
Chapter 13 Getting Started with Macros 323

Listing 2: Contents of Module1 after it is created.
REM ***** BASIC *****
Sub Main
End Sub
Add the new macro either before Sub Main or after End Sub. In Listing 3, the new
macro has been added before Sub Main.
Listing 3: Module1 after adding the new macro.
REM ***** BASIC *****
Sub HelloMacro
Print "Hello"
End Sub
Sub Main
End Sub
Click on the Run Basic button in the toolbar to run the first macro in the module.
Use the Macro dialog, opened using the Select macro button or Tools > Macros
> Organize Macros > OpenOffice.org Basic, to select and run any macro in the
module.
Creating a simple macro
Imagine repeatedly entering simple information. Although you can store the
information in the clipboard, if you use the clipboard for something else, the contents
are changed. Storing the contents as a macro is a simple solution. (In some simple
cases, including the example used here, a better solution is to use AutoText.)
1) Use Tools > Macros > Record Macro to start recording a macro.
A small window is displayed so you know that OpenOffice.org is
recording.
2) Type the desired information or perform an appropriate series
of operations. In this case, I typed my name, Andrew Pitonyak.
3) Click the Stop Recording button to stop recording, save the macro, and
display the OpenOffice.org Basic Macros dialog.
324 Getting Started with OpenOffice.org 3.3

Figure 300: OOo Macro Organizer dialog, DBInspection library selected
4) Be certain to open the library container named My Macros. Find the library
named Standard under My Macros. Be warned, every library container has a
library named Standard. Select the Standard library and click New Module to
create a new module to contain the macro.
5) The default module name is Module1. Type a descriptive name and click OK to
create the module. The OpenOffice.org Basic Macros dialog is displayed again,
showing the new module.
Figure 301: Give your module a meaningful name
6) Highlight the newly created module. In the upper left corner, type the macro
name to use, such as “EnterMyname”, and then click Save to save the macro.
If you followed all of the steps, the Standard library now contains a module named
Recorded, which contains the EnterMyName macro, as shown in Figure 302. When
OOo creates a new module, it automatically adds the macro named Main.
Running the macro
Use Tools > Macros > Run Macro to open the Macro Selector dialog. Select the
newly created macro and click Run.
Chapter 13 Getting Started with Macros 325

Figure 302: Select your macro and click Run
There are other methods to run a macro. For example, use Tools > Macros >
Organize Macros > OpenOffice.org Basic to open the macro organizer, which
contains a Run button as well. Another method is to use the macro organizer; the
dialog usually opens faster, but the selection process may be slightly slower.
Viewing and editing the macro
You can view and edit the macro that was just created. Use Tools > Macros >
Organize Macros > OpenOffice.org Basic to open the OpenOffice.org Basic
Macros dialog (see Figure 302). Select the new macro and click Edit to open the
macro in the Basic IDE (Integrated Development Environment).
Listing 4: Generated “EnterMyname” macro.
REM ***** BASIC *****
Sub Main
End Sub
sub EnterMyName
rem -------------------------------------------------------------
rem define variables
dim document as object
dim dispatcher as object
rem -------------------------------------------------------------
rem get access to the document
document = ThisComponent.CurrentController.Frame
dispatcher = createUnoService("com.sun.star.frame.DispatchHelper")
rem -------------------------------------------------------------
dim args1(0) as new com.sun.star.beans.PropertyValue
args1(0).Name = "Text"
args1(0).Value = "Andrew Pitonyak"
326 Getting Started with OpenOffice.org 3.3

dispatcher.executeDispatch(document, ".uno:InsertText", "", 0, args1())
end sub
The macro in Listing 4 is not as complicated as it first appears. Learning a few things
helps significantly in understanding the generated macros. The discussion starts with
features near the top of the macro listing and describes them. If you like to avoid
details, then simply change the text “Andrew Pitonyak” in the macro above to what
you want to insert at the current cursor position.
Comments start with REM
The keyword REM, short for remark, starts a macro comment. All text after REM (on
the same line) is ignored. As a short cut, the single quote character can also be used
to start a comment.
Tip
StarBasic is not case-sensitive for keywords, so REM, Rem, and rem all
start a comment. If you use symbolic constants defined by the API, it is
safer to assume that the names are case-sensitive—symbolic constants
are an advanced topic not usually needed by people that use the macro
recorder.
Defining subroutines with SUB
Individual macros are stored in subroutines defined with the keyword SUB. The end
of a subroutine is indicated by the words END SUB. The code starts by defining the
subroutine named Main, which is empty and does nothing. The next subroutine,
EnterMyName, contains the generated code.
Tip OpenOffice.org always creates an empty subroutine named Main when
it creates a module.
There are advanced topics that are beyond the scope of this document, but knowing
about them might be of interest:
•You can write a macro so that values can be passed to the subroutine. The
values are called arguments. Recorded macros do not accept arguments.
•Another kind of subroutine is called a function. A function is a subroutine that
returns a value. The keyword FUNCTION is used rather than SUB to define a
function. Generated macros are always of type SUB.
Defining variables using DIM
You can write information on a piece of paper so that you can look at it later. A
variable, like a piece of paper, contains information that can be changed and read.
The DIM statement is similar to setting aside a piece of paper to be used to store a
message or note.
The EnterMyName macro defines the variables document and dispatcher as type
object. Other common variable types include string, integer, and date. A third
variable, named args1, is an array of property values. A variable of type array allows
a single variable to contain multiple values, similar to storing multiple pages in a
single book. Values in an array are usually numbered starting from zero. The number
in the parentheses indicates the highest usable number to access a storage location.
In this example, there is only one value, and it is numbered zero.
Chapter 13 Getting Started with Macros 327

Pulling the macro together
The following details are very complete; it is not important to understand all of the
details. The first line defines the start of the macro.
sub EnterMyName
Declare two variables:
dim document as object
dim dispatcher as object
ThisComponent refers to the current document.
The CurrentController property of a document refers to a service that “controls” the
document. For example, when you type, it is the current controller that notices. The
current controller then dispatches the changes to the document’s frame.
The Frame property of a controller returns a main frame for a document. Therefore,
the variable named document refers to a document’s frame, which receives
dispatched commands.
document = ThisComponent.CurrentController.Frame
Most tasks in OpenOffice.org are accomplished by dispatching a command. OOo
includes a dispatch helper service, which does most of the work to use dispatches in
macros. The method CreateUnoService accepts the name of a service and it tries to
create an instance of that service. On completion, the dispatcher variable contains a
reference to a DispatchHelper.
dispatcher = createUnoService("com.sun.star.frame.DispatchHelper")
Declare an array of properties. Each property has a name and a value. In other
words, it is a name/value pair. The created array has one property at index zero.
dim args1(0) as new com.sun.star.beans.PropertyValue
Give the property the name “Text” and the value “Andrew Pitonyak”, which is the text
that is inserted when the macro is run.
args1(0).Name = "Text"
args1(0).Value = "Andrew Pitonyak"
This is where the magic happens. The dispatch helper sends a dispatch to the
document’s frame (stored in the variable named document) with the command
.uno:InsertText. The next two arguments, frame name and search flags, are beyond
the scope of this document. The last argument is the array of property values to be
used while executing the command InsertText.
dispatcher.executeDispatch(document, ".uno:InsertText", "", 0, args1())
Finally, the end of the subroutine.
end sub
Creating a macro
When creating a macro, it is important to ask two questions before recording:
1) Can the task be written as a simple set of commands?
2) Can the steps be arranged such that the last command leaves the cursor ready
for the next command?
328 Getting Started with OpenOffice.org 3.3

A complicated example
I frequently copy rows and columns of data from a web site and format them as a
table in a text document. First, I copy the table from the web site to the clipboard. To
avoid strange formatting and fonts, I paste the text into a Writer document as
unformatted text. I reformat the text with tabs between columns so that I can use
Table > Convert > Text to Table to convert to a table.
I inspect the text to see if I can record a macro to format the text (remember the two
questions that I ask). As an example, I copied the FontWeight constants group from
the OpenOffice.org web site. The first column indicates the constant name. Each
name is followed by a space and a tab.
DONTKNOW The font weight is not specified/known.
THIN specifies a 50% font weight.
ULTRALIGHT specifies a 60% font weight.
LIGHT specifies a 75% font weight.
SEMILIGHT specifies a 90% font weight.
NORMAL specifies a normal font weight.
SEMIBOLD specifies a 110% font weight.
BOLD specifies a 150% font weight.
ULTRABOLD specifies a 175% font weight.
BLACK specifies a 200% font weight.
I want the first column to contain the numeric value, the second column the name,
and the third column the description. The desired work is easily accomplished for
every row except for DONTKNOW and NORMAL, which do not contain a numeric
value—but I know that the values are 0 and 100, so I will enter those manually.
The data can be cleaned in multiple ways—all of them easy. The first example uses
keystrokes that assume the cursor is at the start of the line with the text THIN.
1) Use Tools > Macros > Record Macro to start recording.
2) Press Ctrl+Right Arrow to move the cursor to the start of “specifies”.
3) Press Backspace twice to remove the tab and the space.
4) Press Tab to add the tab without the space after the constant name.
5) Press Delete to delete the lower case s and then press S to add an upper case
S.
6) Press Ctrl+Right Arrow twice to move the cursor to the start of the number.
7) Press Ctrl+Shift+Right Arrow to select and move the cursor before the % sign.
8) Press Ctrl+C to copy the selected text to the clipboard.
9) Press End to move the cursor to the end of the line.
10) Press Backspace twice to remove the two trailing spaces.
11) Press Home to move the cursor to the start of the line.
12) Press Ctrl+V to paste the selected number to the start of the line.
13) Pasting the value also pasted an extra space, so press Backspace to remove the
extra space.
Chapter 13 Getting Started with Macros 329

14) Press Tab to insert a tab between the number and the name.
15) Press Home to move to the start of the line.
16) Press down arrow to move to the next line.
17) Stop recording the macro and save the macro.
It takes much longer to read and write the steps than to record the macro. Work
slowly and think about the steps as you do them. With practice this becomes second
nature.
The generated macro has been modified to contain the step number in the comments
to match the code to the step above.
Listing 5: Copy the numeric value to the start of the column.
sub CopyNumToCol1
rem -------------------------------------------------------------
rem define variables
dim document as object
dim dispatcher as object
rem -------------------------------------------------------------
rem get access to the document
document = ThisComponent.CurrentController.Frame
dispatcher = createUnoService("com.sun.star.frame.DispatchHelper")
rem (2) Press Ctrl+Right Arrow to move the cursor to the start of
“specifies”.
dispatcher.executeDispatch(document, ".uno:GoToNextWord", "", 0, Array())
rem (3) Press Backspace twice to remove the tab and the space.
dispatcher.executeDispatch(document, ".uno:SwBackspace", "", 0, Array())
rem -------------------------------------------------------------
dispatcher.executeDispatch(document, ".uno:SwBackspace", "", 0, Array())
rem (4) Press Tab to add the tab without the space after the constant name.
dim args4(0) as new com.sun.star.beans.PropertyValue
args4(0).Name = "Text"
args4(0).Value = CHR$(9)
dispatcher.executeDispatch(document, ".uno:InsertText", "", 0, args4())
rem (5) Press Delete to delete the lower case s ....
dispatcher.executeDispatch(document, ".uno:Delete", "", 0, Array())
rem (5) ... and then press S to add an upper case S.
dim args6(0) as new com.sun.star.beans.PropertyValue
args6(0).Name = "Text"
args6(0).Value = "S"
dispatcher.executeDispatch(document, ".uno:InsertText", "", 0, args6())
rem (6) Press Ctrl+Right Arrow twice to move the cursor to the number.
dispatcher.executeDispatch(document, ".uno:GoToNextWord", "", 0, Array())
rem -------------------------------------------------------------
dispatcher.executeDispatch(document, ".uno:GoToNextWord", "", 0, Array())
330 Getting Started with OpenOffice.org 3.3

rem (7) Press Ctrl+Shift+Right Arrow to select the number.
dispatcher.executeDispatch(document, ".uno:WordRightSel", "", 0, Array())
rem (8) Press Ctrl+C to copy the selected text to the clipboard.
dispatcher.executeDispatch(document, ".uno:Copy", "", 0, Array())
rem (9) Press End to move the cursor to the end of the line.
dispatcher.executeDispatch(document, ".uno:GoToEndOfLine", "", 0, Array())
rem (10) Press Backspace twice to remove the two trailing spaces.
dispatcher.executeDispatch(document, ".uno:SwBackspace", "", 0, Array())
rem -------------------------------------------------------------
dispatcher.executeDispatch(document, ".uno:SwBackspace", "", 0, Array())
rem (11) Press Home to move the cursor to the start of the line.
dispatcher.executeDispatch(document, ".uno:GoToStartOfLine", "", 0, Array())
rem (12) Press Ctrl+V to paste the selected number to the start of the line.
dispatcher.executeDispatch(document, ".uno:Paste", "", 0, Array())
rem (13) Press Backspace to remove the extra space.
dispatcher.executeDispatch(document, ".uno:SwBackspace", "", 0, Array())
rem (14) Press Tab to insert a tab between the number and the name.
dim args17(0) as new com.sun.star.beans.PropertyValue
args17(0).Name = "Text"
args17(0).Value = CHR$(9)
dispatcher.executeDispatch(document, ".uno:InsertText", "", 0, args17())
rem (15) Press Home to move to the start of the line.
dispatcher.executeDispatch(document, ".uno:GoToStartOfLine", "", 0, Array())
rem (16) Press down arrow to move to the next line.
dim args19(1) as new com.sun.star.beans.PropertyValue
args19(0).Name = "Count"
args19(0).Value = 1
args19(1).Name = "Select"
args19(1).Value = false
dispatcher.executeDispatch(document, ".uno:GoDown", "", 0, args19())
end sub
Cursor movements are used for all operations (as opposed to searching). If run on the
DONTKNOW line, the word weight is moved to the front of the line, and the first
“The” is changed to “She”. This is not perfect, but I should not have run the macro on
the lines that did not have the proper format; I need to do these manually.
Running the macro quickly
It is tedious to repeatedly run the macro using Tools > Macros > Run Macro (see
Figure 302). The macro can be run from the IDE. Use Tools > Macros > Organize
Macros > OpenOffice.org Basic to open the Basic Macro dialog. Select your macro
and click Edit to open the macro in the IDE.
Chapter 13 Getting Started with Macros 331

The IDE has a Run Basic icon in the toolbar that runs the first macro in the IDE.
Unless you change the first macro, it is the empty macro named Main. Modify Main
so that it reads as shown in Listing 6.
Listing 6: Modify Main to call CopyNumToCol1.
Sub Main
CopyNumToCol1
End Sub
Now, you can run CopyNumToCol1 by repeatedly clicking the Run Basic icon in the
toolbar of the IDE. This is very fast and easy, especially for temporary macros that
will be used a few times and then discarded.
Sometimes the macro recorder fails
Understanding the OpenOffice.org internals helps to understand how and why the
macro recorder frequently fails. The primary offender is related to the dispatch
framework and its relationship to the macro recorder.
The dispatch framework
The purpose of the dispatch framework is to provide a uniform access to components
(documents) for commands that usually correspond to menu items. I can use File >
Save from the menu, the shortcut keys Ctrl+S, or click on the Save toolbar icon. All
of these commands are translated into the same “dispatch command”, which is sent
to the current document.
The dispatch framework can also be used to send “commands” back to the UI (User
Interface). For example, after saving the document, the File Save command is
disabled. As soon as the document has been changed, the File Save command is
enabled.
If we see a dispatch command, it is text such as .uno:InsertObject or
.uno:GoToStartOfLine. The command is sent to the document’s frame, and the frame
passes on the command until an object is found that can handle the command.
How the macro recorder uses the dispatch framework
The macro recorder records the generated dispatches. The recorder is relatively
simple to implement and the same commands that are issued are recorded for later
use. The problem is that not all dispatched commands are complete. For example,
inserting an object generates the following code:
dispatcher.executeDispatch(document, ".uno:InsertObject", "", 0, Array())
It is not possible to specify what kind of object to create or insert. If an object is
inserted from a file, you cannot specify which file to insert.
I recorded a macro and used Tools > Options to open and modify configuration
items. The generated macro does not record any configuration changes; in fact, the
generated code is commented so it will not even be run.
rem dispatcher.executeDispatch(document,
".uno:OptionsTreeDialog", "", 0, Array())
If a dialog is opened, the command to open the dialog is likely to be generated. Any
work done inside the dialog is not usually recorded. Examples include macro
332 Getting Started with OpenOffice.org 3.3

organization dialogs, inserting special characters, and similar types of dialogs. Other
possible problems using the macro recorder include things such as inserting a
formula, setting user data, setting filters in Calc, actions in database forms, and
exporting a document to an encrypted PDF file. You never know for certain what will
work unless you try it, however. The actions from the search dialog are properly
captured, for example.
Other options
When the macro recorder is not able to solve a specific problem, the usual solution is
to write code using the OpenOffice.org objects. Unfortunately, there is a steep
learning curve for the OOo objects. It is usually best to start with simple examples
and then branch out slowly as you learn more. Learning to read generated macros is
a good place to start.
If you record Calc macros, and the recorder can correctly generate a macro, there is
an add-in created by Paolo Mantovani, which converts Calc macros when they are
recorded. The final code manipulates OpenOffice.org objects rather than generating
dispatches. This can be very useful for learning the object model.
You can download the macro recorder from Paolo’s web site directly or from the OOo
Macros web site. You should check both places to see which contains the latest
version.
http://www.paolo-mantovani.org/downloads/ DispatchToApiRecorder/
http://www.ooomacros.org/user.php
Macro organization
In OpenOffice.org, macros are grouped in modules, modules are grouped in libraries,
and libraries are grouped in library containers. A library is usually used as a major
grouping for either an entire category of macros, or for an entire application.
Modules usually split functionality, such as user interaction and calculations.
Individual macros are subroutines and functions.
Figure 303: Macro Library hierarchy
Chapter 13 Getting Started with Macros 333

A computer scientist would use Figure 304 to precisely describe the situation. The
text “1..*” means one or more, and “0..*” means zero or more. The black triangle
means composed of or contains.
•A library container contains one or more libraries, and each library is
contained in one library container.
•A library contains zero or more modules, and each module is contained in one
library.
•A module contains zero or more macros, and each macro is contained in one
module.
Figure 304: Macro Library hierarchy
Use Tools > Macros > Organize Macros > OpenOffice.org Basic to open the
OpenOffice.org Basic Macros dialog (see Figure 305). All available library containers
are shown in the Macro from list. Every document is a library container, capable of
containing multiple libraries. The application itself acts as two library containers, one
container for macros distributed with OpenOffice.org called OpenOffice.org Macros,
and one container for personal macros called My Macros. As shown in Figure 305,
only two documents are currently open.
Figure 305: Library containers are shown on the left
The OpenOffice.org Macros are stored with the application runtime code, which may
not be editable to you unless you are an administrator. This is just as well since these
macros should not be changed and you should not store your own macros in the OOo
container.
Unless your macros are applicable to a single document, and only to a single
document, your macros will probably be stored in the My Macros container. The My
Macros container is stored in your user area or home directory.
If a macro is contained in a document, then a recorded macro will attempt to work on
that document; primarily because it uses “ThisComponent” for its actions.
334 Getting Started with OpenOffice.org 3.3

Every library container contains a library named Standard. It is better to create your
own libraries with meaningful names than to use the Standard library. Not only are
meaningful names easier to manage, but they can also be imported into other library
containers whereas the Standard library cannot.
Caution OpenOffice.org allows you to import libraries into a library container,
but it will not allow you to overwrite the library named Standard.
Therefore, if you store your macros in the Standard library, you
cannot import them into another library container.
Just as it makes good sense to give your libraries meaningful names, it is prudent to
use meaningful names for your modules. By default, OpenOffice.org uses names such
as Module1. Feel free to use your own meaningful name.
As you create your macros, you must decide where to store them. Storing a macro in
a document is useful if the document will be shared and you want the macro to be
included with the document. Macros stored in the application library container
named My Macros, however, are globally available to all documents.
Macros are not available until the library that contains them is loaded. The Standard
library and Template library, however, are automatically loaded. A loaded library is
displayed differently from a library that is not loaded. To load the library and the
modules it contains, double-click on the library.
Where are macros stored?
OpenOffice.org stores user-specific data in a directory under the user’s home
directory. The location is operating system specific. Use Tools > Options >
OpenOffice.org > Paths to view where other configuration data is stored. On
Windows XP, this is C:\Documents and Settings\<name>\Application Data. User
macros are stored in OpenOffice.org\3\user\basic. Each library is stored in its own
directory off the basic directory.
It is not important to understand where macros are stored for casual use. If you know
where they are stored, however, you can create a backup, share your macros, or
inspect them if there is an error.
Use Tools > Macros > Organize Dialogs to open the OpenOffice.org Macro
Organizer dialog. Another common way to open this dialog is to use Tools > Macros
> Organize Macros > OpenOffice.org Basic to open the OpenOffice.org Macros
dialog and then click the Organizer button.
Chapter 13 Getting Started with Macros 335

Figure 306: The macro organizer dialog
Importing macros
The OpenOffice.org Macro Organizer dialog provides functionality to create, delete,
and rename libraries, modules, and dialogs. Select the library container to use and
then click the Import button to import macro libraries (see Figure 307).
Tip You cannot import the library named Standard.
Tip
On Linux, the OpenOffice.org-specific files are stored in a directory
whose name begins with a period. Directories and files with names
beginning with a period are not shown in a normal selection dialog. To
open the directory, I navigated to the parent directory, entered the
name .openoffice.org\3, and then clicked Open. This opened the
directory, which was not initially shown.
Figure 307: Select a macro library to import
336 Getting Started with OpenOffice.org 3.3

Navigate to the directory containing the library to import. There are usually two files
from which to choose, dialog.xlb and script.xlb. It does not matter which of these two
files you select; both will be imported. Select a file and click Open to continue.
Figure 308: Choose library import options
If the library already exists, it will not be replaced unless Replace existing libraries
is checked. If Insert as reference is checked, the library is referenced in its current
location, but you cannot edit the library. If Insert as reference is not checked,
however, the library is copied to the user’s macro directory.
Macros can be stored in libraries inside OpenOffice.org documents. Select a
document rather than a directory on disk (as shown in Figure 307) to import libraries
contained in a document.
Downloading macros to import
Macros are available for download. Some macros are contained in documents, some
as regular files that you must select and import, and some as macro text that should
be copied and pasted into the Basic IDE; use Tools > Macros > Organize Macros
> OpenOffice.org Basic to open the OpenOffice.org Macros dialog, choose the
macro to edit, and then click Edit to open the macro in the Basic IDE.
Some macros are available as free downloads on the Internet (see Table 3). “Adding
an existing macro“ on page 323 describes how to add these macros to your macros
library.
Table 3. Places to find macro examples
Location Description
http://www.ooomacros.org/ Excellent collection of packaged macros.
http://www.pitonyak.org/oo.php Reference materials regarding macros.
http://www.pitonyak.org/database/ Reference materials regarding database
macros.
http://development.openoffice.org/ Lots of links to everything.
http://www.oooforum.org/ Many examples and help.
Chapter 13 Getting Started with Macros 337

How to run a macro
A typical method to run a macro is as follows:
1) Use Tools > Macros > Run Macro to open the Macro Selector dialog (see
Figure 309).
2) Select the library and module in the Library list (left hand side).
3) Select the macro in the Macro name list (right hand side).
4) Click Run to run the macro.
Figure 309: Use the Macro Selector dialog to run macros
Although you can use Tools > Macros > Run Macro to run all macros, this is not
efficient for frequently run macros. A more common technique is to assign a macro to
a toolbar button, menu item, keyboard shortcut, or a button embedded in a
document. While choosing a method, it is also good to ask questions such as:
•Should the macro be available for only one document, or globally for all
documents?
•Does the macro pertain to a specific document type, such as a Calc document?
•How frequently will the macro be used?
The answers will determine where to store the macro and how to make it available.
For example, you will probably not add a rarely used macro to a toolbar. To help
determine your choices, see Table 4.
Table 4. Methods for starting a macro
Type OpenOffice.org Document Type Document
Toolbar No Yes Yes
Menu No Yes Yes
Shortcut Yes Yes No
Event Yes No Yes
338 Getting Started with OpenOffice.org 3.3

To add a menu item, keyboard shortcut, or toolbar icon that calls a macro, use the
Customize dialog (see Figure 308). Open this dialog in either of these ways:
•Choose Tools > Customize from the main menu bar.
•Each toolbar has an icon that opens a menu; choose the Customize Toolbar
option.
Figure 310: OpenOffice.org Customize dialog
Tip
Complete coverage of the Customize dialog is beyond the scope of this
document. Click the Help button to access the help pages included
with OpenOffice.org.
The Customize dialog contains tabs to configure menus, keyboard bindings, toolbars,
and events.
Toolbar
Macros can be added to toolbars. For more about modifying toolbars, see Chapter 14
(Customizing OpenOffice.org).
Chapter 13 Getting Started with Macros 339

Menu item
Use Tools > Customize to open the Customize dialog, and select the Menus tab. You
can modify an existing menu, or create new menus that call macros. For more about
modifying menus, see Chapter 14.
Keyboard shortcuts
Use Tools > Customize to open the Customize dialog, and select the Keyboard tab.
Assigning keyboard shortcuts is discussed in Chapter 14.
Event
In OpenOffice.org, when something happens, we say that an event occurred. For
example, a document was opened, a key was pressed, or the mouse moved.
OpenOffice.org allows events to cause a macro to be called; the macro is then called
an event handler. Full coverage of event handlers is well beyond the scope of this
document, but a little knowledge can accomplish much.
Caution Be careful when you configure an event handler. For example,
assume that you write an event handler that is called every time that
a key is pressed, but you make a mistake so the event is not properly
handled. One possible result is that your event handler will consume
all key presses, forcing you to forcibly terminate OpenOffice.org.
Use Tools > Customize to open the Customize dialog, and select the Events tab (see
Figure 311). The events in the Customize dialog are related to the entire application
and specific documents. Use the Save In box to choose OpenOffice.org, or a specific
document.
A common use is to assign the Open Document event to call a specific macro. The
macro then performs certain setup tasks for the document. Select the desired event
and click the Macro button to open the Macro Selector dialog (see Figure 312).
Select the desired macro and click OK to assign the macro to the event. The Events
tab shows that the event has been assigned to a macro (see Figure 313). When the
document opens, the PrintHello macro is run.
Many objects in a document can be set to call macros when events occur. The most
common usage is to add a control, such as a button, into a document. Even double-
clicking on a graphic opens a dialog with a Macros tab that allows you to assign a
macro to an event.
340 Getting Started with OpenOffice.org 3.3

Figure 311: Assign macro to an application level event
Figure 312: Assign macro to the document open event
Chapter 13 Getting Started with Macros 341

Figure 313: PrintHello is assigned to the Open Document event
Extensions
An extension is a package that can be installed into OpenOffice.org to add new
functionality. Extensions can be written in almost any programming language and
may be simple or sophisticated. Extensions can be grouped into types:
•Calc Add-Ins, which provide new functionality for Calc, including new
functions that act like normal built-in functions
•New components and functionality, which normally include some level of UI
integration such as new menus or toolbars
•Data pilots that are used directly in Calc
•Chart Add-Ins with new chart types
•Linguistic components such as spell checkers
•Document templates and images
Although individual extensions can be found in different places, there is an extension
repository at: http://extensions.services.openoffice.org/.
For more about obtaining and installing extensions, see Chapter 14 (Customizing
OpenOffice.org).
Writing macros without the recorder
The examples covered in this chapter are created using the macro recorder and the
dispatcher. You can also write macros that directly access the objects that comprise
OpenOffice.org. In other words, you can directly manipulate a document.
Directly manipulating OOo’s internal objects is an advanced topic that is beyond the
scope of this chapter. A simple example, however, demonstrates how this works.
Listing 7: Append the text “Hello” to the current document.
Sub AppendHello
Dim oDoc
Dim sTextService$
Dim oCurs
REM ThisComponent refers to the currently active document.
oDoc = ThisComponent
REM Verify that this is a text document
sTextService = "com.sun.star.text.TextDocument"
If NOT oDoc.supportsService(sTextService) Then
342 Getting Started with OpenOffice.org 3.3

MsgBox "This macro only works with a text document"
Exit Sub
End If
REM Get the view cursor from the current controller.
oCurs = oDoc.currentController.getViewCursor()
REM Move the cursor to the end of the document
oCurs.gotoEnd(False)
REM Insert text "Hello" at the end of the document
oCurs.Text.insertString(oCurs, "Hello", False)
End Sub
Finding more information
Numerous resources are available that provide help with writing macros. Use Help >
OpenOffice.org Help to open the OOo help pages. The upper left corner of the OOo
help system contains a drop-down list that determines which help set is displayed. To
view the help for Basic, choose OpenOffice.org Basic from this list.
Included material
Many excellent macros are included with OOo. Use Tools > Macros > Organize
Macros > OpenOffice.org Basic to open the Macro dialog. Expand the Tools library
in the OpenOffice.org library container. Inspect the Debug module—some good
examples include WritedbgInfo(document) and printdbgInfo(sheet).
Online resources
The following links and references contain information regarding macro
programming:
http://user.services.openoffice.org/ (OOo forums, well supported)
http://api.openoffice.org/docs/common/ref/com/sun/star/module-ix.html (official IDL
reference; here you'll find almost every command with a description)
http://wiki.services.openoffice.org/wiki/Documentation/BASIC_Guide (official
OpenOffice.org BASIC Programming Guide)
http://wiki.services.openoffice.org/wiki/Documentation/DevGuide/OpenOffice.org_Dev
elopers_Guide (official OpenOffice.org Developers Guide; contains a detailed
explanation)
http://www.pitonyak.org/oo.php (Andrew Pitonyak’s macro page)
http://www.pitonyak.org/AndrewMacro.odt (numerous examples of working macros)
http://www.pitonyak.org/book/ (Andrew Pitonyak’s book on macros)
http://www.pitonyak.org/database/ (numerous macro examples using Base)
http://docs.sun.com/app/docs/doc/819-0439 (Sun’s book on macro programming—
very well written and laid out; the OOo BASIC Programming Guide and the OOo
Developers Guide are derived from this book)
Chapter 13 Getting Started with Macros 343

Printed and eBook materials
The following books are available for purchase in both printed and eBook form from
their publishers.
Andrew Pitonyak’s OpenOffice.org Macros Explained. See
http://www.hentzenwerke.com/catalog/oome.htm.
Dr. Mark Alexander Bain’s Learn OpenOffice.org Spreadsheet Macro Programming.
See http://www.packtpub.com/openoffice-ooobasic-calc-automation/book.
344 Getting Started with OpenOffice.org 3.3

Chapter 14
Customizing
OpenOffice.org
345

Introduction
This Appendix describes some common customizations that you may wish to do.
You can customize menus, toolbars, and keyboard shortcuts in OpenOffice.org, add
new menus and toolbars, and assign macros to events. However, you cannot
customize context (right-click) menus.
Other customizations are made easy by extensions that you can install from the
OpenOffice.org website or from other providers.
Note
Customizations to menus and toolbars can be saved in a template. To do so,
first save them in a document and then save the document as a template as
described in Chapter 3 (Styles and Templates).
Customizing menu content
In addition to changing the menu font (described in Chapter 2), you can add and
rearrange items on the menu bar, add items to menus, and make other changes.
To customize menus:
1) Choose Tools > Customize.
2) On the Customize dialog, pick the Menus page.
Figure 314. The Menus page of the Customize dialog
346 Getting Started with OpenOffice.org 3.3

3) In the Save In drop-down list, choose whether to save this changed menu for
the application (for example, OpenOffice.org Writer) or for a selected
document (for example, MyDoc.odt).
4) In the section OpenOffice.org [name of the program (example: Writer)]
Menus, select from the Menu drop-down list the menu that you want to
customize. The list includes all the main menus as well as submenus (menus
that are contained under another menu). For example, in addition to File, Edit,
View, and so on, there is File | Send and File |Templates. The commands
available for the selected menu are shown in the central part of the dialog.
5) To customize the selected menu, click on the Menu or Modify buttons. You
can also add commands to a menu by clicking on the Add button. These
actions are described in the following sections. Use the up and down arrows
next to the Entries list to move the selected menu item to a different position.
6) When you have finished making all your changes, click OK (not shown in
illustration) to save them.
Creating a new menu
In the Customize dialog, click New to display the dialog shown in Figure 315.
1) Type a name for your new menu in the Menu name box.
2) Use the up and down arrow buttons to move the new menu into the required
position on the menu bar.
3) Click OK to save.
The new menu now appears on the list of menus in the Customize dialog. (It will
appear on the menu bar itself after you save your customizations.)
After creating a new menu, you need to add some commands to it, as described in
“Adding a command to a menu” on page 348.
Figure 315: Adding a new menu
Chapter 14 Customizing OpenOffice.org 347

Modifying existing menus
To modify an existing menu, select it in the Menu list and click the Menu button to
drop down a list of modifications: Move, Rename, Delete. Not all of these
modifications can be applied to all the entries in the Menu list. For example, Rename
and Delete are not available for the menus supplied by OOo.
To move a menu (such as File), choose Menu > Move. A dialog similar to the one
shown in Figure 315 (but without the Menu name box) opens. Use the up and down
arrow buttons to move the menu into the required position.
To move submenus (such as File | Send), select the main menu (File) in the Menu list
and then, in the Menu Content section of the dialog, select the submenu (Send) in the
Entries list and use the arrow keys to move it up or down in the sequence.
In addition to renaming, you can specify a keyboard shortcut that allows you to select
a menu command when you press Alt+ an underlined letter in a menu command.
1) Select a menu entry.
2) Click the Modify button and select Rename.
3) Add a tilde (~) in front of the letter that you want to use as an accelerator. For
example, to select the Save All command by pressing Alt+V (after opening the
File menu using Alt+F), enter Sa~ve All.
Caution Be careful when using these shortcuts. In the example above, if the File
menu is not already open, then pressing Alt+V opens the View menu; if
some other menu is open, Alt+V might activate some other command.
Adding a command to a menu
You can add commands to the supplied menus and to menus you have created. On the
Customize dialog, select the menu in the Menu list and click the Add button in the
Menu Content section of the dialog.
On the Add Commands dialog (Figure 316), select a category and then the command,
and click Add. The dialog remains open, so you can select several commands. When
you have finished adding commands, click Close. Back on the Customize dialog, you
can use the up and down arrow buttons to arrange the commands in your preferred
sequence.
Modifying menu entries
In addition to changing the sequence of entries on a menu or submenu, you can add
submenus, rename or delete the entries, and add group separators.
To begin, select the menu or submenu in the Menu list near the top of the Customize
page, then select the entry in the Entries list under Menu Content. Click the Modify
button and choose the required action from the drop-down list of actions.
Most of the actions should be self-explanatory. Begin a group adds a separator line
after the highlighted entry.
348 Getting Started with OpenOffice.org 3.3

Figure 316: Adding a command to a menu
Customizing toolbars
You can customize toolbars in several ways, including choosing which icons are
visible and locking the position of a docked toolbar, as described in Chapter 1
(Introducing OpenOffice.org). This section describes how to create new toolbars and
add other icons (commands) to the list of those available on a toolbar.
To get to the toolbar customization dialog, do any of the following:
•On the toolbar, click the arrow at the end of the toolbar and choose Customize
Toolbar.
•Choose View > Toolbars > Customize from the menu bar.
•Choose Tools > Customize from the menu bar and pick the Toolbars page
(Figure 317).
To customize toolbars:
1) In the Save In drop-down list, choose whether to save this changed toolbar for
the application (for example, Writer) or for a selected document.
2) In the section OpenOffice.org <name of the program (example: Writer)>
Toolbars, select from the Toolbar drop-down list the toolbar that you want to
customize.
3) You can create a new toolbar by clicking on the New button, or customize
existing toolbars by clicking on the Toolbar or Modify buttons, and add
commands to a toolbar by clicking on the Add button. These actions are
described below.
4) When you have finished making all your changes, click OK to save them.
Chapter 14 Customizing OpenOffice.org 349

Figure 317. The Toolbars page of the Customize dialog
Creating a new toolbar
To create a new toolbar:
1) Choose Tools > Customize > Toolbars from the menu bar.
2) Click New. On the Name dialog, type the new toolbar's name and choose from
the Save In drop-down list where to save this changed menu: for the
application (for example, Writer) or for a selected document.
The new toolbar now appears on the list of toolbars in the Customize dialog. After
creating a new toolbar, you need to add some commands to it, as described below.
Adding a command to a toolbar
If the list of available buttons for a toolbar does not include all the commands you
want on that toolbar, you can add commands. When you create a new toolbar, you
need to add commands to it.
1) On the Toolbars page of the Customize dialog, select the toolbar in the Toolbar
list and click the Add button in the Toolbar Content section of the dialog.
350 Getting Started with OpenOffice.org 3.3

2) The Add Commands dialog is the same as for adding commands to menus
(Figure 316). Select a category and then the command, and click Add. The
dialog remains open, so you can select several commands. When you have
finished adding commands, click Close. If you insert an item which does not
have an associated icon, the toolbar will display the full name of the item: the
next section describes how to choose an icon for a toolbar command.
3) Back on the Customize dialog, you can use the up and down arrow buttons to
arrange the commands in your preferred sequence.
4) When you are done making changes, click OK to save.
Choosing icons for toolbar commands
Toolbar buttons usually have icons, not words, on them, but not all of the commands
have associated icons.
To choose an icon for a command, select the command and click Modify > Change
icon. On the Change Icon dialog, you can scroll through the available icons, select
one, and click OK to assign it to the command.
Figure 318: Change Icon dialog
To use a custom icon, create it in a graphics program and import it into OOo by
clicking the Import button on the Change Icon dialog. Custom icons must be 16 x 16
or 26 x 26 pixels in size and cannot contain more than 256 colors.
Example: Adding a Fax icon to a toolbar
You can customize OpenOffice.org so that a single click on an icon automatically
sends the current document as a fax.
1) Be sure the fax driver is installed. Consult the documentation for your fax
modem for more information.
2) Choose Tools > Options > OpenOffice.org Writer > Print. The dialog
shown in Figure 319 opens.
3) Select the fax driver from the Fax list and click OK.
Chapter 14 Customizing OpenOffice.org 351

Figure 319: Setting up OOo for sending faxes
4) Click the arrow icon at the end of the Standard toolbar. In the drop-down
menu, choose Customize Toolbar. The Toolbars page of the Customize dialog
appears (Figure 317). Click Add.
5) On the Add Commands dialog (Figure 320), select Documents in the Category
list, then select Send Default Fax in the Commands list. Click Add. Now you
can see the new icon in the Commands list.
6) In the Commands list, click the up or down arrow button to position the new
icon where you want it. Click OK and then click Close.
Your toolbar now has a new icon to send the current document as a fax.
Figure 320: Adding a Send Fax command to a toolbar
352 Getting Started with OpenOffice.org 3.3

Assigning shortcut keys
In addition to using the built-in keyboard shortcuts (listed in Appendix A), you can
define your own. You can assign shortcuts to standard OOo functions or your own
macros and save them for use with the entire OpenOffice.org suite.
Caution
Be careful when reassigning your operating system’s or OOo’s predefined
shortcut keys. Many key assignments are universally understood
shortcuts, such as F1 for Help, and are always expected to provide
certain results. Although you can easily reset the shortcut key
assignments to the OOo defaults, changing some common shortcut keys
can cause confusion, frustration and possible data loss or corruption,
especially if other users share your computer.
To adapt shortcut keys to your needs, use the Customize dialog, as described below.
1) Select Tools > Customize > Keyboard. The Customize dialog opens.
2) To have the shortcut key assignment available in all components of
OpenOffice.org select the OpenOffice.org button.
3) Next select the required function from the Category and Function lists.
4) Now select the desired shortcut keys in the Shortcut keys list and click the
Modify button at the upper right.
5) Click OK to accept the change. Now the chosen shortcut keys will execute the
function chosen in step 3 above whenever they are pressed.
Note
All existing shortcut keys for the currently selected Function are listed in
the Keys selection box. If the Keys list is empty, it indicates that the
chosen key combination is free for use. If it were not, and you wanted to
reassign a shortcut key combination that is already in use, you must first
delete the existing key.
Shortcut keys that are greyed-out in the listing on the Customize dialog,
such as F1 and F10, are not available for reassignment.
Example: Assigning styles to shortcut keys
You can configure shortcut keys to quickly assign styles in your document. Some
shortcuts are predefined, such as Ctrl+0 for the Text body paragraph style, Ctrl+1
for the Heading 1 style, and Ctrl+2 for Heading 2. You can modify these shortcuts
and create your own.
1) Click Tools > Customize > Keyboard. The Keyboard page of the Customize
dialog (Figure 321) opens.
2) To have the shortcut key assignment available only with one component (for
example, Writer), select that component’s name in the upper right corner of
the page; otherwise select OpenOffice.org button to make it available to
every component.
3) Choose the shortcut keys you want to assign a style to. In this example, we
have chosen Ctrl+9.
4) In the Functions section at the bottom of the dialog, scroll down in the
Category list to Styles. Click the expansion symbol (usually a + sign or
triangle) to expand the list of styles.
Chapter 14 Customizing OpenOffice.org 353

Figure 321. Defining keyboard shortcuts for applying styles
5) Choose the category of style. (This example uses a paragraph style, but you
can also choose character styles and others.) The Function list will display the
names of the available styles for the selected category. The example shows
some of OOo’s predefined styles.
6) To assign Ctrl+9 to be the shortcut key combination for the List 1 style, select
List 1 in the Function list, and then click Modify. Ctrl+9 now appears in the
Keys list on the right, and List 1 appears next to Ctrl+9 in the Shortcut keys
box at the top.
7) Make any other required changes, and then click OK to save these settings
and close the dialog.
Saving changes to a file
Changes to the shortcut key assignments can be saved in a keyboard configuration
file for use at a later time, thus permitting you to create and apply different
configurations as the need arises. To save keyboard shortcuts to a file:
1) After making your keyboard shortcut assignments, click the Save button at the
right of the Customize dialog (Figure 321).
2) In the Save Keyboard Configuration dialog, select All files from the
Save as Type list.
354 Getting Started with OpenOffice.org 3.3

3) Next enter a name for the keyboard configuration file in the File name box, or
select an existing file from the list. If you need to, browse to find a file from
another location.
4) Click Save. A confirmation dialog appears if you are about to overwrite an
existing file, otherwise there will be no feedback and the file will be saved.
Loading a saved keyboard configuration
To load a saved keyboard configuration file and replace your existing configuration,
click the Load button at the right of the Customize dialog, and then select the
configuration file from the Load Keyboard Configuration dialog.
Resetting the shortcut keys
To reset all of the keyboard shortcuts to their default values, click the Reset button
near the bottom right of the Customize dialog. Use this feature with care as no
confirmation dialog will be displayed; the defaults will be set without any further
notice or user input.
Assigning macros to events
In OOo, when something happens, we say that an event occured. For example, a
document was opened, a key was pressed, or the mouse moved. You can associate a
macro with an event, so the macro is run when the event occurs. For example, a
common use is to assign the “open document” event to run a macro that performs
certain setup tasks for the document.
To associate a macro with an event, use the Events page of the Customize dialog. For
more information, see Chapter 13 (Getting Started with Macros).
Adding functionality with extensions
An extension is a package that can be installed into OpenOffice.org to add new
functionality.
Although individual extensions can be found in different places, the official extension
repository is at http://extensions.services.openoffice.org/. Some extensions are free of
charge; others are available for a fee. Check the descriptions to see what licenses
and fees apply to the ones that interest you.
Installing extensions
To install an extension, follow these steps:
1) Download an extension and save it anywhere on your computer.
2) In OOo, select Tools > Extension Manager from the menu bar. In the
Extension Manager dialog (Figure 322), click Add.
3) A file browser window opens. Find and select the extension you want to install
and click Open. The extension begins installing. You may be asked to accept a
license agreement.
4) When the installation is complete, the extension is listed in the Extension
Manager dialog.
Chapter 14 Customizing OpenOffice.org 355

Tip To get extensions that are listed in the repository, you can open the
Extension Manager and click the Get more extensions here link.
Figure 322: Using the Extension Manager
Note To install a shared extension, you need write access to the OpenOffice.org
installation directory.
Some popular extensions
This section describes a few of the more important and popular extensions to
OpenOffice.org. In each case, you need to first install the extension as described in
the previous section. All tools listed here are open source and free of charge.
PDF Import
Enables you to make minor modifications to the text of existing PDF files when the
original source files do not exist or you are unable to open the source files.
(Whenever possible, modify the source and regenerate the PDF to obtain the best
results.)
When the extension is installed, PDF is listed as a choice in the File Type drop-
down list in the File > Open dialog.
Best results can be achieved with the PDF/ODF hybrid file format, which this
extension also enables. A hybrid PDF/ODF file is a PDF file that contains an
embedded ODF source file. Hybrid PDF/ODF files will be opened in
OpenOffice.org as an ODF file without any layout changes.
Non-hybrid PDF documents open in Draw. Depending on the complexity of the
layout, changes may be easy or difficult to make, and the saved result may or may
not preserve the original layout. Font substitution may occur.
356 Getting Started with OpenOffice.org 3.3

Documents with more sophisticated layouts, such as those created with
professional desktop publishing applications that use special fonts and complex
vector graphics, are not suitable for the PDF Import Extension. Similarly, longer
documents (> 20 pages) may cause some performance and stability problems.
Presenter Console
Provides extra control over slide shows (presentations); for example, the
presenter has ability to see the upcoming slide, the slide notes, and a presentation
timer—while the audience sees only the current slide. The Presenter Console
displays the elements in three easily changeable views:
•The first view displays the current slide, including the effects, and the
upcoming slide.
•The second view shows the speaker's notes in large, clear, and scalable type,
plus the current and upcoming slide.
•The third view is a slide sorter view with the slide thumbnails.
Note The Presenter Console works only on an operating system that supports
multiple displays.
Report Builder
Creates stylish, complex database reports from Base. You can define group and
page headers, group and page footers, and calculation fields. Export your reports
into PDF or OpenDocument formats, or send them as email attachments.
Professional Template Pack II
Provides more than 120 templates for Writer, Calc, and Impress. Available in
several languages. After you have installed this extension, you will find the
templates under File > New > Templates and Documents.
Template Changer (for Writer)
Adds two new items to the File > Templates menu in Writer that allow you to
assign a new template to the current document or to a folder of documents. All
styles and formatting will be loaded from that template and the document will
behave as it was created using that template.
Solver for Nonlinear Programming (for Calc)
Calc ships with a solver engine for linear programming only. This extension adds
more solvers, which are capable of handling nonlinear problems as well as linear
ones:
•DEPS - Differential Evolution & Particle Swarm Optimization
•SCO - Social Cognitive Optimization
DataPilot Tools for Calc
Adds some utility functions that make using the Calc DataPilot easier:
•Display the current source range for a DataPilot
•Change the source range for a DataPilot
•Refresh all DataPilots on the current sheet
Chapter 14 Customizing OpenOffice.org 357

Appendix A
Keyboard Shortcuts
358

Introduction
You can use OpenOffice.org (OOo) without requiring a pointing device, such as a
mouse or trackball, by using its built-in keyboard shortcuts.
This appendix lists some of the most common built-in keyboard shortcuts that apply
to all components of OpenOffice.org. For shortcuts specific to Writer, Calc, Impress,
Draw, or Base read the relevant component guide or search the application Help.
Note
Some of the shortcuts listed here may not work if your operating system
uses the same shortcuts for other tasks.
To get around this problem, assign different keys to these shortcuts by
reconfiguring either OOo (see Chapter 14) or your operating system (see
system documentation).
Tip for Macintosh users
Some keystrokes are different on a Mac from those used in Windows and Linux. The
following table gives some common substitutions for the instructions in this book. For
a more detailed list, see the application Help.
Windows/Linux Mac equivalent Effect
Right-click Control+click Open context menu
Ctrl (Control) z (Command) Used with other keys
F5 Shift+z+F5 Open the Navigator
F11 z+TOpen Styles & Formatting window
Appendix A Keyboard Shortcuts 359

General keyboard shortcuts
Opening menus and menu items
Shortcut Keys Result
Alt+<?>
Opens a menu where <?> is the underlined character of
the menu you want to open. For example, Alt+T opens the
menu Tools.
Alt+<?>+<*>
Opens a menu item where <?> is the underlined
character of the menu you want to open and <*> is the
item within that menu. For example, Alt+T+G opens the
Gallery menu item in the menu Tools.
Esc Closes an open menu.
Controlling dialogs
When you open any dialog, one element (such as a button, an option field, an entry in
a list box, or a checkbox) is highlighted or indicated by a dotted box around the field
or button name. This element is said to have the focus on it.
Shortcut Keys Result
Enter Activates selected button. In most cases where no button
is selected, Enter is equivalent to clicking OK.
Esc
Closes dialog without saving any changes made while it
was open. In most cases, Esc is equivalent to clicking
Cancel. When an open drop-down list is selected, Esc
closes the list.
Spacebar Checks an empty checkbox. Clears a checked checkbox.
Up, down arrow keys
Moves focus up and down a list. Increases or decreases
value of a variable. Moves focus vertically within a section
of dialog.
Right, left arrow keys Moves focus horizontally within a section of a dialog.
Tab Advances focus to the next section or element of a dialog.
Shift+Tab Returns focus to the previous section or element in a
dialog.
Alt+Down Arrow Shows items in a drop-down list.
360 Getting Started with OpenOffice.org 3.3

Getting help
Shortcut Keys Result
F1 Opens OOo Help dialog. In OOo Help: jumps to first help
page of the selected tab.
Shift+F1 Turns cursor into the What’s This? question mark. Shows
tip for an item underneath the cursor.
Shift+F2 Shows tip for a selected item.
Esc In OOo Help: goes up one level.
Managing documents
Shortcut Keys Result
Ctrl+F4 or Alt+F4 Closes the current document. Closes OpenOffice.org when
the last open document is closed.
Ctrl+O Launches Open dialog to open a document.
Ctrl+S
Saves the current document. If you are working on a
previously unsaved file, the shortcut launches the Save As
dialog.
Ctrl+N Creates a new document.
Shift+Ctrl+N Opens the Templates and Documents dialog.
Ctrl+P Opens the Print dialog to print the document.
Ctrl+Q Closes (“quits”) the application.
Del
In the Save and Open dialogs, deletes the selected files or
folders. Items can be retrieved from the Recycle Bin
(Garbage Bin).
Shift+Del
In the Save and Open dialogs, deletes the selected files or
folders. Items are permanently deleted: they can not be
retrieved from the Recycle Bin.
Backspace In the Save and Open dialogs, shows contents of the
current directory's parent folder.
Navigating across OpenOffice.org
Shortcut Keys Result
F6 Selects next subwindow (for example: Menu bar, Standard
toolbar, document view, and so on).
Shift+F6 Selects previous subwindow.
F10 Selects first menu, typically the File menu.
Shift+F10 Opens context menu.
Appendix A Keyboard Shortcuts 361

Editing
Shortcut Keys Result
Ctrl+X Cuts selected items.
Ctrl+C Copies selected items.
Ctrl+V Pastes copied or cut items from the clipboard.
Ctrl+Shift+V Opens the Paste Special dialog.
Ctrl+A Selects all.
Ctrl+Z Undoes last action.
Ctrl+Y Redoes last action.
Ctrl+Shift+Y Repeats last command.
Ctrl+F Opens the Find & Replace dialog.
Ctrl+Shift+F Searches for the last entered search term.
Ctrl+Shift+R Refreshes (redraws) the document view.
Ctrl+Shift+I Shows or hides the cursor in read-only text.
Stopping macros
Shortcut Keys Result
Shift+Ctrl+Q Stops a running macro.
Defining keyboard shortcuts
In addition to using the built-in keyboard shortcuts listed in this Appendix, you can
define your own. See Chapter 14 (Customizing OpenOffice.org) for instructions.
Further reading
For help with OOo’s keyboard shortcuts, or using OOo with a keyboard only, search
the application Help using the “shortcut keys” or “accessibility” keywords.
362 Getting Started with OpenOffice.org 3.3

Appendix B
Open Source,
Open Standards,
OpenDocument
363

Introduction
OpenOffice.org is both a product and an open-source project. If you are new to OOo,
its open source development, and the community that produces and supports it, you
should read this appendix.
A short history of OpenOffice.org
The OpenOffice.org project began when Sun Microsystems released the source code
(“blueprints”) for its StarOffice® software to the open source community on October
13, 2000. OpenOffice.org 1.0, the product, was released on April 30, 2002. On
January 26, 2010, Oracle Corporation acquired Sun Microsystems.
Major updates to OpenOffice.org include version 2.0 in October 2005 and version 3.0
in October 2008. Since version 2.0, OpenOffice.org has supported the open standard
OASIS OpenDocument as its default file format.
Read more about OpenOffice.org’s history and organization at:
http://about.openoffice.org/
The OpenOffice.org community
OpenOffice.org’s Mission Statement is:
“To create, as a community, the leading international office suite that will run on
all major platforms and provide access to all functionality and data through open-
component based APIs and an XML-based file format.”
The OpenOffice.org project is primarily sponsored by Oracle Corp, which is the
primary contributor of code to the project. Our other major corporate contributors
include Novell, RedHat, RedFlag CH2000, IBM, and Google. Additonally over 450,000
people from nearly every part of the globe have joined this project with the idea of
creating the best possible office suite that all can use. This is the essence of an “open
source” community!
With its free software licence and active Native Language Confederation,
OpenOffice.org is a key player in the drive to eradicate digital exclusion and preserve
minority languages threatened by being on the wrong side of the digital divide.
The OpenOffice.org community invites contributors. Whatever you do best, you can
do it for OpenOffice.org. As well as software developers, the Community welcomes
translators, artists, technical writers and editors, testers, people offering user
support, sales and marketing people, lobbyists, donors... the list is long. The
Community operates internationally in all time zones, linked by the internet.
How is OpenOffice.org licensed?
OpenOffice.org is distributed under the Open Source Initiative (OSI) approved Lesser
General Public License (LGPL).
The LGPL can be viewed on the OOo website at:
http://www.openoffice.org/licenses/lgpl_license.html
For more general information on OOo’s licensing, please refer to:
http://www.openoffice.org/license.html
364 Getting Started with OpenOffice.org 3.3

What is “open source”?
The four essential rights of open-source software are embodied within the Free
Software Foundation’s General Public License (GPL):
•The right to use the software for any purpose.
•Freedom to redistribute the software for free or for a fee.
•Access to the complete source code of the program (that is, the “blueprints”).
•The right to modify any part of the source, or use portions of it in other
programs.
The basic idea behind open source is very simple: When programmers can read,
redistribute, and modify the source code for a piece of software, the software evolves.
People improve it, people adapt it, people fix bugs.
For more information on Free and Open Source software, visit these websites:
Open Source Initiative (OSI): http://www.opensource.org
Free Software Foundation (FSF): http://www.gnu.org
What are “open standards”?
An open standard provides a means of doing something that is independent of
manufacturer or vendor, thus enabling competing software programs to freely use
the same file formats. HTML, XML, and ODF are examples of open standards for
documents.
An open standard meets the following requirements:
•It is well documented with the complete specification publically available,
either free or at a nominal charge.
•It can be freely copied, distributed and used. The intellectual property of the
standard is made irrevocably available on a royalty-free basis.
•It is standardized and maintained in an independent, open forum (also called
"standards organization") using an open process.
What is OpenDocument?
OpenDocument (ODF) is an XML-based file format for office documents (text
documents, spreadsheets, drawings, presentations and more), developed at OASIS
(http://www.oasis-open.org/who/), an independent, international standards group.
Unlike other file formats, ODF is an open standard. It is publicly available, royalty-
free, and without legal or other restrictions; therefore ODF files are not tied to a
specific office suite and anybody can build a program that interprets these files. For
this reason ODF is quickly becoming the preferred file format for government
agencies, schools and other companies who prefer not to be too dependent on a
particular software supplier.
OpenOffice.org by default saves documents in Open Document Format.
OpenOffice.org 3 has adopted version 1.2 of the OpenDocument standard. OOo can
also open and save many other file formats; see “File formats OOo can open” on page
367, “File formats OOo can save to” on page 369, and “Exporting to other formats”
on page 370.
Appendix B Open Source, Open Standards, OpenDocument 365

OpenDocument filename extensions
The most common filename extensions used for OpenDocument documents are:
*.odt for word processing (text) documents
*.ods for spreadsheets
*.odp for presentations
*.odb for databases
*.odg for graphics (vector drawings)
*.odf for formulas (mathematical equations)
Frequently asked questions
May I distribute OOo to
anyone?
Yes.
How many computers may I
install it on?
As many as you like.
May I sell it? Yes.
May I use OpenOffice.org in a
business?
Yes.
Is OpenOffice available in my
language?
OpenOffice.org has been translated (localized) into
over 40 languages, so your language probably is
supported. Additionally, there are over 70 spelling,
hyphenation, and thesaurus dictionaries available
for languages, and dialects that do not have a
localized program interface. The dictionaries are
available from the OpenOffice.org website at:
http://lingucomponent.openoffice.org/download_dict
ionary.html
How can you make it for free? A large share of the development, and much of the
support for the project, is currently supplied or
sponsored by Oracle Corp. There are also many
other people who work on OOo as volunteers.
What if I need technical
support?
Read the section titled “How to get help” in Chapter
1 (Introducting OpenOffice.org).
Who owns the software? The copyright is shared by Oracle Corp and all the
volunteers who have contributed.
Does that mean that they can
take away the software?
No. The licenses under which OOo is developed and
distributed can never be revoked, so it cannot be
taken away.
I am writing a software
application. May I use
programming code from
OpenOffice.org in my
program?
You may, within the parameters set in the LGPL.
Read the license:
http://www.openoffice.org/license.html
366 Getting Started with OpenOffice.org 3.3

Why do I need Java to run
OOo? Is it written in Java?
OpenOffice.org is not written in Java; it is written in
the C++ language. Java is one of several languages
that can be used to extend OOo. The Java JDK/JRE
is only required for some features. The most notable
one is the HSQLDB relational database engine.
Note: Java is available at no cost. If you do not want
to use Java, you can still use nearly all of the
features of OOo.
How can I contribute to
OpenOffice.org?
You can help with the development of OOo in many
ways, and you do not need to be a programmer. To
start, check out this webpage:
http://www.openoffice.org/contributing.html
What’s the catch? There really is none; you can read the licenses here:
http://www.openoffice.org/license.html
File formats OOo can open
OpenOffice.org can open a wide variety of file formats in addition to the
OpenDocument formats.
Opening text documents
In addition to OpenDocument formats (.odt, .ott, .oth, and .odm), Writer 3 can open
the formats used by OOo 1.x (.sxw, .stw, and .sxg) and the following text document
formats:
Microsoft Word 6.0/95/97/2000/XP) (.doc and .dot)
Microsoft Word 2003 XML (.xml)
Microsoft Word 2007 XML (.docx, .docm, .dotx, .dotm)
Microsoft WinWord 5 (.doc)
WordPerfect Document (.wpd)
WPS 2000/Office 1.0 (.wps)
Rich Text Format (.rtf)
Text CSV (.csv and .txt)
StarWriter formats (.sdw, .sgl, .vor)
DocBook (.xml)
Unified Office Format text (.uot, .uof)
Ichitaro 8/9/10/11 (.jtd and .jtt)
Hangul WP 97 (.hwp)
T602 Document (.602, .txt)
AportisDoc (Palm) (.pdb)
Pocket Word (.psw)
HTML Document (.htm, .html)
Most of these file types are automatically detected by OOo, so they can be opened
without explicitly selecting the document type in the file picker.
When opening .htm or .html files (used for web pages), OOo customizes Writer for
working with these files.
Appendix B Open Source, Open Standards, OpenDocument 367

Opening spreadsheets
In addition to OpenDocument formats (.ods and .ots), Calc 3 can open the formats
used by OOo 1.x (.sxc and .stc) and the following spreadsheet formats:
Microsoft Excel 97/2000/XP (.xls, .xlw, and .xlt)
Microsoft Excel 4.x–5.0/95 (.xls, .xlw, and .xlt)
Microsoft Excel 2003 XML (.xml)
Microsoft Excel 2007 XML (.xlsx, .xlsm, .xlts, .xltm)
Microsoft Excel 2007 binary (.xlsb)
Lotus 1-2-3 (.wk1, .wks, and .123)
Data Interchange Format (.dif)
Rich Text Format (.rtf)
Text CSV (.csv and .txt)
StarCalc formats (.sdc and .vor)
dBASE (.dbf)
SYLK (.slk)
Unified Office Format spreadsheet (.uos, .uof)
HTML Document (.htm and .html files, including Web page queries)
Pocket Excel (pxl)
Quattro Pro 6.0 (.wb2)
Opening presentations
In addition to OpenDocument formats (.odp, .odg, and .otp), Impress 3 can open the
formats used by OOo 1.x (.sxi and .sti) and the following presentation formats:
Microsoft PowerPoint 97/2000/XP (.ppt and .pot)
Microsoft PowerPoint 2007 (.pptx, .pptm, .potx, .potm)
StarDraw and StarImpress (.sda, .sdd, .sdp, and .vor)
Unified Office Format presentation (.uop, .uof)
CGM – Computer Graphics Metafile (.cgm)
Portable Document Format (.pdf)
Opening graphic files
In addition to OpenDocument formats (.odg and .otg), Draw 3 can open the formats
used by OOo 1.x (.sxd and .std) and the following graphic formats:
BMP JPEG, JPG PCX PSD SGV WMF
DXF MET PGM RAS SVM XBM
EMF PBM PLT SDA TGA XPM
EPS PCD PNG SDD TIF, TIFF
GIF PCT PPM SGF VOR
Opening formula files
In addition to OpenDocument Formula (.odf) files, Math 3 can open the format used
by OOo 1.x (.sxm), StarMath, (.smf), and MathML (.mml) files.
When opening a Word document that contains an embedded equation editor object, if
the option for it (MathType to OpenOffice.org Math/ OpenOffice.org to MathType) is
checked in Tools > Options > Load/Save > Microsoft Office, the object will be
automatically converted to an OpenOffice.org Math object.
368 Getting Started with OpenOffice.org 3.3

File formats OOo can save to
Saving in an OpenDocument format guarantees the correct rendering of the file when
it is transferred to another person or when the file is re-opened with a later version of
OpenOffice.org. It is strongly recommended that you use ODF as default file format.
However, you can save files in other formats, if you wish.
Tip
When sharing a document that you do not expect or want the recipient to
modify, the safest option is to convert the document to PDF. OpenOffice.org
provides a very straightforward way to convert documents to PDF. See
Chapter 10 (Printing, Exporting, and E-Mailing) in this book.
Saving text documents
In addition to OpenDocument formats (.odt and .ott), Writer 3 can save in these
formats:
OpenOffice.org 1.x Text Document (.sxw)
OpenOffice.org 1.x Text Document Template (.stw)
Microsoft Word 6.0, 95, and 97/2000/XP (.doc)
Microsoft Word 2003 XML (.xml)
Rich Text Format (.rtf)
StarWriter 3.0, 4.0, and 5.0 (.sdw)
StarWriter 3.0, 4.0, and 5.0 Template (.vor)
Text (.txt)
Text Encoded (.txt)
Unified Office Format text (.uot, .uof)
HTML Document (OpenOffice.org Writer) (.html and .htm)
DocBook (.xml)
AportisDoc (Palm) (.pdb)
Pocket Word (.psw)
Encryption support within the Microsoft Word 97/2000/XP filter allows password
protected Microsoft Word documents to be saved.
Note
The .rtf format is a common format for transferring text files between
applications, but you are likely to experience loss of formatting and
images. For this reason, other formats should be used.
Saving spreadsheet files
In addition to OpenDocument formats (.ods and .ots), Calc 3 can save in these
formats:
OpenOffice.org 1.x Spreadsheet (.sxc)
OpenOffice.org 1.x Spreadsheet Template (.stc)
Microsoft Excel 97/2000/XP (.xls and .xlw)
Microsoft Excel 97/2000/XP Template (.xlt)
Microsoft Excel 5.0 and 95 (.xls and .xlw)
Microsoft Excel 2003 XML (.xml)
Data Interchange Format (.dif)
dBase (.dbf)
SYLK (.slk)
Text CSV (.csv and .txt)
Appendix B Open Source, Open Standards, OpenDocument 369

StarCalc 3.0, 4.0, and 5.0 formats (.sdc and .vor)
Unified Office Format spreadsheet (.uos)
HTML Document (OpenOffice.org Calc) (.html and .htm)
Pocket Excel (.pxl)
Note The Java Runtime Environment is required to use the mobile device
filters for AportisDoc (Palm), Pocket Word, and Pocket Excel.
Saving presentations
In addition to OpenDocument formats (.odp, .otp, and .odg), Impress 3 can save in
these formats:
OpenOffice.org 1.x Presentation (.sxi)
OpenOffice.org 1.x Presentation Template (.sti)
Microsoft PowerPoint 97/2000/XP (.ppt)
Microsoft PowerPoint 97/2000/XP Template (.pot)
StarDraw, StarImpress (.sda, .sdd, and .vor)
Unified Office Format presentation (.uop)
Impress can also export to MacroMedia Flash (.swf) and any of the graphics formats
listed for Draw.
Saving drawings
Draw 3 can only save in the OpenDocument Drawing formats (.odg and .otg), the
OpenOffice.org 1.x formats (.sxd and .std) and StarDraw format (.sda, .sdd, and .vor).
However, Draw can also export to BMP, EMF, EPS, GIF, JPEG, MET, PBM, PCT, PGM,
PNG, PPM, RAS, SVG, SVM, TIFF, WMF, and XPM.
Writer/Web can save in these formats
HTML document (.html and .htm), as HTML 4.0 Transitional
OpenOffice.org 1.0 HTML Template (.stw)
OpenOffice.org 2.x HTML Template (.oth)
StarWriter/Web 4.0 and 5.0 (.vor)
Text (OpenOffice.org Writer/Web) (.txt)
Text Encoded (OpenOffice.org Writer/Web) (.txt)
Exporting to other formats
OOo uses the term “export” for some file operations involving a change of file type. If
you cannot find what you want under Save As, look under Export as well.
OpenOffice.org can export files to XHTML. In addition, Draw and Impress can export
to Adobe Flash (.swf) and a range of image formats.
To export to one of these formats, choose File > Export. On the Export dialog,
specify a file name for the exported document, then select the required format in the
File format list and click the Export button.
370 Getting Started with OpenOffice.org 3.3

Index
3
3D objects 199
A
accepting or rejecting changes 101
accessibility features 361
accessibility options 44
adding macros from other sources 322
advantages of OpenOffice.org 11
age margins 176
antialiasing screen font 36
appearance options 43
Apply Style list 58
area fill, editing 194
arranging objects 190
arrow styles, customizing 194
arrows 194
Asian language support 52
Asian languages enabled 160
AutoCorrect 54, 88
AutoFormat, Calc 133
AutoInput 124
AutoLayout 159
automatic changes 124
automatic saving 25
AutoRecovery 25, 47
AutoUpdate styles 60
B
background images from Gallery 293
Basic 322
bitmaps 199
BitTorrent 12
book preview 277
booklet printing 274
bookmarks 102
borders, editing 193
brackets (Math) 262
bring forward 190
brochure printing 274
bulleted list 161
Bullets and Numbering dialog 163
C
Calc
AutoFormat 133
editing data 128
Enter key, use of 113
features 106
filtering visible cells 136
formula bar 108
Function Wizard 108
hiding and showing data 134
Navigator 112
outline group controls 135
printing 137
sheet tabs 109
sorting records 136
splitting the screen 121
status bar 109
themes 134
viewing 120
Calc macros 332
callouts 188
CD or DVD of OpenOffice.org 12
cells, in Calc
formatting 129
navigating 111
selecting 115
change tracking 100
changes, undo and redo 28
charts, add to slides 165
check for updates automatically 45
circle, drawing 184
clipboard 37
closing a document 29
closing OpenOffice.org 29
CMYK 178
Color Bar 178
color options 39
color palette 179
color scheme 44
columns, in Calc
deleting 118
freezing 120
inserting 117
selecting 116
combining objects 198
comma separated values (CSV) 109, 111
command line, starting from 16
comments
Draw 200
comments, adding 98
Community Forum (user support) 14
complex text layout (CTL) 11, 52
components of OpenOffice.org 10
conditional formatting 134
connectors 186
consultants 14
content boxes (Impress) 157
context menu 193
context menus 20
conversion 199
copy and paste 83
copying object from Gallery 292
create document from template 65
creating a document 23
Index 371

cross-fading 197
cross-references
inserting references 102
overview 102
CSV file
open 110
save 111
CSV files 109, 111
Ctrl-click required to follow hyperlinks 42
curves, Draw 185
custom dictionary 52
Customize dialog 338
customizing
keyboard shortcuts 352
menus 345
toolbars 348
cut and paste 83
D
dashes 86
data editing, Calc
changing data in a cell 129
removing data from a cell 128
replacing all data in a cell 128
data entry, Calc
dates and times 124
fill series 125
Fill tool 125
numbers 123
numbers as text 124
selection lists 127
sharing content 127
speeding up 124
text 123
validating cell contents 127
data source
description 202
editing 231
linking 230
registering 230
using in OOo documents 232
viewing 231
data validity 127
database
AutoValue 209
creating 204
creating tables 205
field types and formats 206
list table 213
planning 203
primary key 205, 208, 210
registering 230
Report Wizard 246
Table Wizard 205
tables 205
database form
activation order 229
background 227
creating in Design View 229
creating using a Wizard 215
entering data 235
modifying 218
subform 216
tab order 229
database reports
creating 245
modifying 250
static 245
database table
create using wizard 205
dynamic 248
joined fields 217
relationships 213
DataPilot Tools 356
date conversion, automatic 124
default file format 47
default formatting 161, 169
default template 70
deleting files 25
derivative markup (Math) 264
Design View (Base)
creating a new table 209
creating forms 229
creating queries 239
dictionaries, installing 51
dictionary 87
different first page 73
digital rights management (DRM) 282
digital signature 287
DIM 326
dispatch framework 331
dispatch helper 327
distorting an image 196
divide document into chapters 74
dockable window 20
document
closing 29
create from template 65
creating 23
opening 23
starting new 23
document status option 34
document views 79
Documentation Project 14
download updates automatically 45
downloading OpenOffice.org 12
drag and drop 289
Draw 199
Draw
features 175
status bar 177
toolbars 177
workspace 175
drawing
circle or ellipse 184
duplication 196
372 Getting Started with OpenOffice.org 3.3

Flash export 199
HTML export 199
inserting pictures 199
line 182
rectangle 183
save in a foreign format 199
Drawing Object Properties toolbar 298
drawing objects
3D objects 199
grouping 299
grouping and combining 198
positioning 199
properties 298
Drawing toolbar 178, 298
drawing tools 297
duplication 196
dynamic gradients 196
E
E-mail options 53
e-mailing
Mail Merge Wizard 284
several recipients 284
Writer document as attachment 283
edit document properties before saving 47
editing data, Calc 128
ellipse, drawing 184
en-dash and em-dash 86
envelope
printing 275
envelope printing 275
EPS images in PDF 279
equation
inserting 254
numbering 265
equation editor 254
brackets 262
derivative markup 264
Elements window 255
equations over more than one line 262
floating window 260
font size 261
formula layout 262
limits to sum/integral 262
markup 257
matrix markup 263
right-click menu 257
event handling 339
export directly as PDF 277
export HTML 50
exporting
Flash 283
PDF 277
XHTML 283
extended tips 33
extension
Sun Report Builder 252
Extension Manager 69, 252
extensions 341, 354
DataPilot Tools 356
Solver for Nonlinear Programming (for
Calc) 356
extensions and addons
sources of 13
F
fax icon, adding to toolbar 350
FDF 279
features
Calc 106
Draw 175
Impress 145
Writer 77
fields 170
fields
bookmarks 102
cross-reference 102
Fields dialog box
References tab 103
file locations 38
file sharing options 41
Fill Format 58
Fill tool, Calc 125
fill, editing 194
filtering visible cells, Calc 136
Flash export 316
flip an object 195
floating toolbars 18, 19
floating window 20
flowchart symbols 188
font
history 36
ignore settings when importing HTML 50
options 41
preview 36
replacement table 41
replacements 41
sizes for HTML 49
font resizing (Impress) 160
Fontwork
alignment 302
anchoring 304
area options 304
attributes 303
character spacing 303
creating an object 300
editing an object 301
Formatting toolbar 303
Gallery 300
grouping 305
line options 304
moving and resizing objects 305
positioning options 304
same letter heights 302
toolbar 300, 302
Form Wizard 215
Index 373

formatting pages 94
Formatting toolbar 18
formatting, Calc
AutoFormat 133
conditional 134
themes 134
formula bar, Calc 108
formula editor
See: equation editor 260
formula files, opening 367
formula layout 262
Free Software Foundation (FSF) 364
freeform line, Draw 185
function key shortcuts 361
Function Wizard, Calc 108
G
Gallery
adding objects 294
creating a new theme 295
deleting images 295
deleting objects 295
hide/show 293
inserting object as background 293
location 295
opening 292
themes 293
views (icon/detailed) 293
general options 33
geometric shapes, Draw 187
gluepoints 186
GNU/Linux
system requirements 12
gradients 196
grammar checker 88
graphic files
opening 367
saving 369
graphic styles
description 166
formatting text 161
graphics
adding from file 289
adding to slides 165
linking 290
grid options 180
grid points 179
guiding lines 181
H
handouts (Impress) 150
header
different on right and left pages 74
headers and footers, Calc 141
Help Agent 33
Help system 13
Help Tips 33
hidden objects 190
hiding and showing data, Calc 134
high contrast 34
history of OpenOffice.org 363
HTML compatibility 49
HTML export 50
HTML Export Wizard 316
hyperlinks
absolute 307
editing 311
inserting 308
relative 307
removing 311
hyphenation
manual 93
I
icon size and style (user interface) 36
icons in menus 36
IDE 325
ignore font settings when importing HTML
50
image map 296
images
adding from file 289
linking 290
scanned 292
importing files 366
importing numbers from an HTML page 50
Impress
content boxes 157
features 145
font resizing 160
layout, selecting 156
main window 145
slide elements, modifying 158
slide show, modifying 159
starting 145
Improvement Program 46
inclination 192
indents 86
indexes and bibliographies 99
Insert Bookmark dialog 103
Insert Picture dialog 289
installing and setting up 13
Internet options 53
J
Java options 44
Java Runtime Environment (JRE) 202
JRE (Java Runtime Environment) 12, 44
K
KDocker 16
keyboard shortcuts
assigning 352, 361
customizing 352
374 Getting Started with OpenOffice.org 3.3

function keys 361
loading from a file 354
resetting to default values 354
saving to a file 353
keyboard shortcuts (macros) 338
L
landscape pages 74
language settings 51
language support 11
layout methods 94
Layout pane 159
layout, selecting (Impress) 156
LGPL 365
libraries of macros 332
library containers 332
licensing of OpenOffice.org 363
limits to sum/integral 262
Line and Filling toolbar 177
line properties 193
line, customizing 194
line, drawing 182
lines, editing 193
linking object from gallery 293
Linux
Quickstarter 16
system requirements 12
list table (database) 213
load Basic code to edit 48
load/save options 46
loading styles 63
locale settings 51
M
Mac OS X
keystroke differences 30
support 14
system requirements 12
macro information 14
Macro Organizer dialog 335
macro security options 42
Macro Selector dialog 337
Macromedia Flash 316
macros 322
assigning to events 354
Calc 332
comments 326
creating 327
DIM 326
dispatch framework 331
dispatch helper 327
downloading 336
editing 325
event handling 339
example 328
functions 332
IDE 325, 330
library container 324
library containers 332
menu items 338
module 324
modules 332
organization 332
recording 323
REM 326
resources 342
running 324, 337
storage 334
subroutines 326, 332
variables 326
viewing 325
writing 341
mail merge 100
Mail Merge Wizard
e-mailing Writer document 284
Mantovani, Paolo 332
margins 176
margins (Writer) 97
Master Pages 166
master slides 166
Math formulas, inserting 165
mathematical equations 254
mathematical markup 257
mathematical symbols 255
matrix markup (Math) 263
measurement unit 87
media clips, adding to slides 165
memory options 34
menu bar 17
menus
adding commands 347
creating 346
customizing 345
modifying 347
modifying entries 347
Microsoft Office file conversion 48
Microsoft Windows
file associations 15
Quickstarter 15
system requirements 12
Microsoft Word 81
middle mouse button function 37
mirror copies 196
mouse positioning 37
MySQL 202
N
Native Language Project 14
navigation
cell to cell, in Calc 112
sheet to sheet, in Calc 114
Navigation icons 80
Navigation toolbar 27, 80
Navigator 26, 148
Navigator
Index 375

Calc 112
new document 23
non-breaking hyphen 86
non-breaking spaces 86
nonconsecutive items, selecting 82
Normal view (Impress) 149
Notes view (Impress) 149
numbered list 161
numbering equations 265
numbering pages 96
O
OASIS 12
objects
adjusting size 191
arranging 190
dynamic movement 191
dynamic size modification 191
framing 190
hidden 190
moving 191
rotating 192
selecting several 191
ODF format version, saving 47
ODF plugin (Sun) 81
Office Assistant (Microsoft) 33
online update options 45
OOo Macro Organizer dialog 324
Open and Save As dialogs 25
Open Source Initiative (OSI) 363, 364
Open/Save dialogs 34
OpenDocument Format 12, 47
opening a document 23
OpenOffice.org Basic Macros dialog 323
Options Bar (Draw) 178
orientation of page 74
outline group controls, Calc 135
outline level 162
Outline view (Impress) 149
OXT extension 69
P
page break, Calc 140
page layout
different first page 73
landscape page 74
orientation 74
page layouts 94
page margins 97
page numbering 96
parts of the main window 17
password protection 24
password-protect PDF 282
paste text 83
pasting unformatted text 161
path options 38
PDF
blank page export 279
digital rights management (DRM) 282
embed standard fonts 279
encrypt 282
EPS image 279
export documents to 277
form 279
image compression and resolution 278
initial view selection 280
pages to export 278
password-protect 282
security settings 282
tagged 279
user interface settings 280
PDF import 355
PDF Options dialog 277
PDF/A-1a 279
personal data, removing 287
pictures
adding from file 289
linking 290
pictures, add to slides 163
Pitonyak, Andrew 14
pixels 175
polygons, Draw 185
positioning objects 199
Powerpoint
See: Impress 145
preloading OOo under Linux/KDE 16
presentation
formatting 156
output medium 154
running 173
slide design 154
transition effect 155
transitions 155
presentation styles 166
Presentation Wizard 153
presentations
saving 369
primary key 208
primary key (database) 208
Print dialog 268
print file directly 268
print options
general 37
print preview
Calc 277
Writer 276
print ranges, Calc 137
printer settings 47
printing
black and white on color printer 276
booklet 274
brochure 274
Calc 137, 272
envelopes, labels, business cards 275
general options 269
376 Getting Started with OpenOffice.org 3.3

grayscale on color printer 276
handouts 274
headers and footers, Calc 141
Impress and Draw 273
multiple pages per sheet 270
notes (Impress) 274
page break, Calc 140
page order, details, scale, in Calc 138
page orientation 269
rows or columns on every page 139
selecting what to print 271
Writer 271
Professional Template Pack extension 356
Q
queries (database)
aliases 243
creating using a Wizard 237
creating using Design View 239
joined fields 217
search conditions 239
Query Wizard (database) 237
Quickstarter 15
enabling 34
quotation marks 124
R
raster graphics 199
rectangle, drawing 183
redlines 100
redo change 28
regular expressions 84
relationships (database) 213
REM 326
remove manual formatting 169
remove personal information on saving 42
removing personal data 287
renaming files 25
replacement table (font) 41
Report Builder extension 356
Report Wizard (database) 246
revision marks 100
RGB 178
right to left (RTL) layout 11
right-click (context) menus 20
rotating an object 192
rows, in Calc
deleting 118
freezing 120
inserting 117
selecting 116
rulers (Draw) 176
S
save as
web page 311
save AutoRecovery information 47
save original Basic code 48
save relative URLs 47
saving files 24
scaling factor (user interface) 35
scanner 292
screen font antialiasing 36
security 24
security options 41
selecting
nonconsecutive items 82
vertical block of text 83
selecting objects 190
selection clipboard 37
selection lists, Calc 127
selection modes 189
selection, in Calc
cells 115
columns 116
rows 116
sheets 116
send backward 190
send document as e-mail 284
sequence of styles, automatic 75
setup options 32
shadows 195
shapes, Draw 187
shared extension 355
sheet tabs, Calc 109
sheets, in Calc
deleting 119
inserting 118
renaming 119
selecting 116
shortcut keys 358
size optimization 47
slanting an object 192
Slide Design dialog 168
slide elements, modifying 158
slide master 166
adding text 169
apply 167
author information 171
Creating 167
description 166
loading additional 168
modifying 169
slide show
automatically advance 172
See: presentation 145
transitions 172
slide show, modifying 159
Slide Sorter view (Impress) 151
slides
adding charts 165
adding comments 171
adding graphics, spreadsheets, other
objects 165
adding media clips 165
Index 377

adding pictures 163
adding tables 164
adding text 158
layouts 156
master 166
modifying 158
rename 153
Slides pane (Impress) 146
snap functions 179
Snap to grid 179
Solaris
system requirements 12
Solver for Nonlinear Programming (for Calc)
356
sort order (database fields) 238
sorting records, Calc 136
special characters 85, 89
spelling checker 87
spelling options 52
spreadsheet
using as data source 230
spreadsheets
adding to slides 165
cell reference 111
definition 106
navigate 111
opening 367
saving 368
saving as CSV 111
Standard toolbar 18
StarBasic 322
Start Center 23
starting a new document 23
starting OpenOffice.org 14
status bar 21
Calc 109
Draw 177
Impress 148
Writer 77
Style dialog 60, 61
styles 195
Apply Style list 58
assigning to shortcut keys 352
AutoUpdate 60
changing using Style dialog 60
creating by dragging and dropping 62
creating from selection 61
creating new 61
creating using Style dialog 61
custom 61
defining a sequence 75
deleting 64
description 56, 166
Fill Format 58
formatting text 161
graphic styles 166
linking 61
loading from template or document 63
modifying 59
presentation styles 166
types supported 56
updating from a selection 60
Styles and Formatting window 57
SUB 326
subroutines 332
subroutines in macros 326
Sun Microsystems 363
Sun Report Builder 252
support 13
system font (user interface) 36
T
tab stops 86
table of contents, automated 99
Table Wizard (database) 205
tables, add to slides 164
Tasks pane (Impress) 147
tear-off toolbars 18
template
associate with document 71
create document from 65
create from document 66
create using wizard 67
deleting 73
description 56
editing 68
exporting 73
Extension Manager 69
folders 72
update document styles from 68
Template Changer extension 356
Template Management dialog 62
templates
importing 73
text
bulleted or numbered list 161
default formatting 161
formatting pasted text 161
outline level 162
pasting 160
text boundaries (show/hide) 44
text box
AutoLayout 159, 162
creating 159
moving 173
vertical alignment of text 160
text box tool 159
text documents
opening 366
Text Formatting toolbar 161
text in Draw 185
theme
deleting 295
themes 293
themes (Gallery) 295
toolbar icons (macros) 338
378 Getting Started with OpenOffice.org 3.3

toolbars 148
adding commands 349
choosing icons for commands 350
Color Bar 178
creating 349
customizing 20
displaying or hiding 18
Draw 177
Drawing 178
Fontwork 300
Line and Filling toolbar 177
moving 19
Options Bar (Draw) 178
overview 18
show or hide icons 20
tooltips 33, 157
track changes 100
transparency 195, 196
two-digit years 34
typing errors, autocorrect 124
U
undo change 28
undoing groups 198
unformatted text, pasting 161
ungrouping 198
unit of measurement 176
unsaved changes flag 78
URL Recognition 308
user data options 32
user guides 14
user interface options 35
user interface, parts of 22
user-specific settings 46
V
validating cell contents, Calc 127
variables in macros 326
VBA properties load/save options 48
vector graphics 175
vertical alignment of text 160
vertical block of text, select 83
view options 35
W
Web Layout 311
web page export
Calc spreadsheets 316
Impress presentations 316
Web wizard (Writer) 312
Writer documents 312
wildcards 84
windows, dockable/floating 20
wizard
form (database) 215
presentation 153
query (database) 237
report (database) 246
table (database) 205
web 312
workspace
Draw 175
workspace views (Impress) 149
Writer
document views 79
features 77
Navigation icons 80
Navigation toolbar 80
status bar 77
workspace 77
zoom 79, 80
X
XML 47
Y
year (two digits) 34
Z
zoom 79, 80
Index 379