Palm M125 Handbook For M100 Series Handhelds
Handbook for Palm m100 Series Handhelds m125_ug_US La Biblioteca de los 8 bits
m125 - Handbook m125_ug_US Free User Guide for Palm Mobile Phone, Manual - page1
2015-07-27
: Palm Palm-M125-Handbook-777787 palm-m125-handbook-777787 palm pdf
Open the PDF directly: View PDF
.
Page Count: 232 [warning: Documents this large are best viewed by clicking the View PDF Link!]
- Handbook for Palm™ m100 Series Handhelds
- Contents
- About This Book
- Chapter 1: Introduction to Your Handheld
- Getting to know your Palm m100 series handheld
- Upgrading from another Palm OS handheld
- Preparing to use your handheld
- Tapping and typing
- Customizing your handheld
- Chapter 2: Entering Data in Your Handheld
- Using Graffiti writing to enter data
- Writing Graffiti characters
- Graffiti tips
- The Graffiti alphabet
- Writing capital letters
- Writing numbers
- Graffiti numbers
- Writing punctuation marks
- Additional Graffiti punctuation
- Writing symbols and extended characters
- Writing accented characters
- Accent strokes
- Additional non-English characters
- Navigation strokes
- Graffiti ShortCuts
- Using the onscreen keyboard
- Using Note Pad
- Using your computer keyboard
- Importing data
- Using Graffiti writing to enter data
- Chapter 3: Managing Your Applications
- Using the Applications Launcher
- Choosing preferences
- Installing and removing applications
- Security
- Chapter 4: Using Expansion Features
- Chapter 5: Using Your Basic Applications
- Overview of basic applications
- Common tasks
- Application-specific tasks
- Date Book
- Scheduling an event
- Rescheduling an event
- Setting an alarm for an event
- Scheduling repeating or continuous events
- Changing repeating or continuous events
- Changing the Date Book view
- Working in Week View
- Spotting event conflicts
- Working in Month View
- Working in Agenda View
- Date Book menus, preferences, and display options
- Record menu
- Options menu
- Address Book
- To Do List
- Note Pad
- Memo Pad
- Calculator
- Clock
- Date Book
- Chapter 6: Advanced HotSync® Operations
- Selecting HotSync setup options
- Customizing HotSync application settings
- IR HotSync operations
- Conducting a HotSync operation via modem
- Using File Link
- Creating a user profile
- Chapter 7: Setting Preferences for Your Handheld
- Viewing preferences
- Buttons preferences
- Digitizer preferences
- Formats preferences
- General preferences
- Date and Time preferences
- Connection preferences
- Network preferences and TCP/IP software
- Selecting a service
- Entering a user name
- Entering a password
- Selecting a connection
- Adding telephone settings
- Connecting to your service
- Creating additional service templates
- Adding detailed information to a servicetemplate
- Login scripts
- Creating a login script on your handheld
- Plug-in applications
- Deleting a service template
- Network preferences menu commands
- TCP/IP troubleshooting
- Owner preferences
- ShortCuts preferences
- Appendix A: Maintaining Your Handheld
- Appendix B: Frequently Asked Questions
- Appendix C: Non-ASCII Characters for Login Scripts
- Product Regulatory Information
- Index
Handbook
for
Palm™ m100 Series Handhelds

Page ii Handbook for Palm™ m100 Series Handhelds
Copyright
Copyright © 1998-2001 Palm, Inc. All rights reserved. Graffiti, HotSync, PalmConnect,
PalmModem and Palm OS are registered trademarks, and the HotSync logo, Palm, and
the Palm logo are trademarks of Palm, Inc. Other product and brand names may be
trademarks or registered trademarks of their respective owners.
Disclaimer and Limitation of Liability
Palm, Inc. and its subsidiaries assume no responsibility for any damage or loss resulting
from the use of this handbook.
Palm, Inc. and its subsidiaries assume no responsibility for any loss or claims by third
parties which may arise through the use of this software. Palm, Inc. and its subsidiaries
assume no responsibility for any damage or loss caused by deletion of data as a result
of malfunction, dead battery, or repairs. Be sure to make backup copies of all important
data on other media to protect against data loss.
Important: Please read the End User Software License Agreement with this product
before using the accompanying software program(s). Using any part of the software
indicates that you accept the terms of the End User Software License Agreement.
HotSync® Cradle and Adapters and
Software Download Available
The HotSync® cradle/cable supplied with your handheld fits a USB connector. If you
do not have a USB port available on your computer, you can order a 9-pin serial cradle
and the following types of adapters: 25-pin serial adapter (for use with Windows
computers), or a Macintosh serial adapter. To order a HotSync cradle or adapters, go to
the web site: http://www.palm.com.
Palm™ Desktop software is supplied on a CD-ROM disc. If you do not have access to a
CD-ROM drive for your computer, you can download the Palm Desktop software from
http://www.palm.com.
P/N: 406-3352A-US

Contents Page iii
Contents
About This Book ................................................................. 1
Chapter 1: Introduction to Your Handheld ......................... 3
Getting to know your Palm m100 series handheld ......................... 3
What is a Palm m100 series handheld?.......................................... 3
System requirements ........................................................................ 4
Palm m100 series components ........................................................ 5
Upgrading from another Palm OS handheld................................... 8
Preparing to use your handheld ........................................................ 8
Using the protective flip cover ........................................................ 9
Changing the face plate .................................................................. 10
Installing the batteries .................................................................... 11
Palm Desktop software .................................................................. 12
Using your handheld with another PIM ..................................... 16
Tapping and typing ........................................................................... 16
Tap with the stylus to get things done......................................... 16
Elements of the handheld interface .............................................. 17
Opening applications ..................................................................... 19
Using menus .................................................................................... 20
Entering data.................................................................................... 22
Customizing your handheld............................................................. 26
Chapter 2: Entering Data in Your Handheld ..................... 29
Using Graffiti writing to enter data ................................................. 29
Writing Graffiti characters ............................................................. 29
Graffiti tips ....................................................................................... 31
The Graffiti alphabet....................................................................... 32
Writing capital letters ..................................................................... 33
Writing numbers ............................................................................. 33
Graffiti numbers .............................................................................. 34
Writing punctuation marks ........................................................... 34
Additional Graffiti punctuation.................................................... 35
Writing symbols and extended characters .................................. 35
Writing accented characters .......................................................... 35
Accent strokes.................................................................................. 36

Page iv Handbook for Palm™ m100 Series Handhelds
Additional non-English characters ...............................................36
Navigation strokes...........................................................................36
Graffiti ShortCuts ............................................................................37
Using the onscreen keyboard............................................................38
Using Note Pad ...................................................................................38
Using your computer keyboard........................................................39
Importing data.....................................................................................39
Importing data from a Windows computer ................................39
Importing data from a Macintosh .................................................40
Chapter 3: Managing Your Applications........................... 43
Using the Applications Launcher.....................................................43
Selecting applications......................................................................43
Switching between applications....................................................43
Categorizing applications...............................................................43
Changing the Applications Launcher display.............................44
Choosing preferences .........................................................................45
Installing and removing applications ..............................................46
Installing add-on applications .......................................................46
Removing applications ...................................................................50
Removing Palm Desktop software................................................51
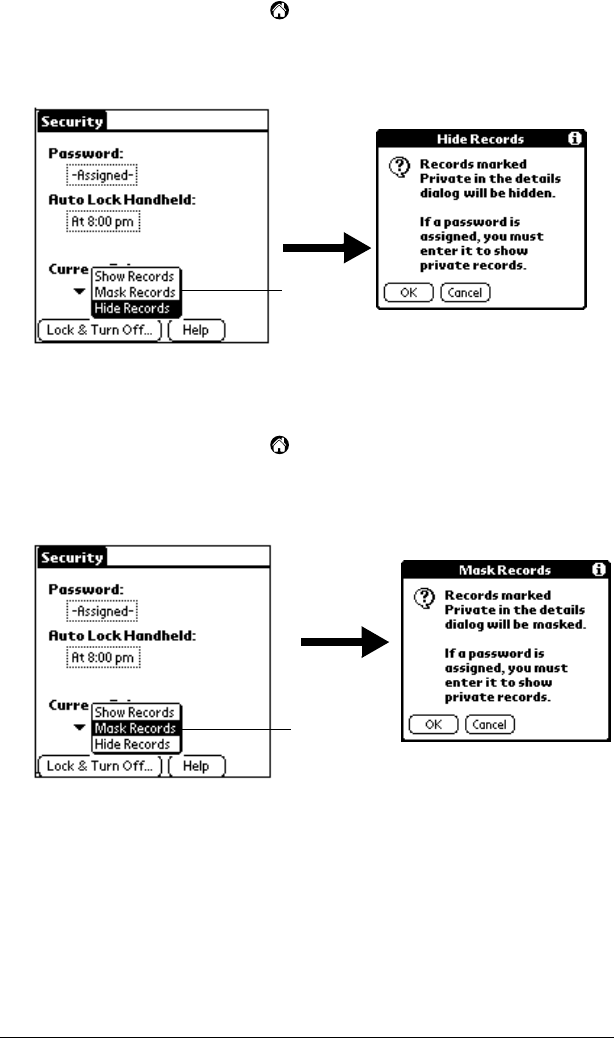
Security.................................................................................................52
Assigning a password.....................................................................52
Changing or deleting a password .................................................53
Locking your handheld ..................................................................54
Recovering from a forgotten password........................................57
Chapter 4: Using Expansion Features ............................... 59
Inserting an expansion card ..............................................................59
Removing an expansion card............................................................60
Opening expansion card applications .............................................60
Switching between your handheld and an expansion card .........61
Copying applications to an expansion card....................................61
Deleting applications from an expansion card...............................62
Card Info ..............................................................................................63
Reviewing card information ..........................................................63
Renaming a card ..............................................................................64
Formatting a card ............................................................................64
Card Info menus ..............................................................................64

Contents Page v
Chapter 5: Using Your Basic Applications ....................... 67
Overview of basic applications ........................................................ 67
Date Book ......................................................................................... 67
Address Book................................................................................... 68
To Do List ......................................................................................... 69
Note Pad ........................................................................................... 70
Memo Pad ........................................................................................ 71
Calculator ......................................................................................... 71
Clock ................................................................................................. 72
Common tasks .................................................................................... 72
Creating records .............................................................................. 72
Editing records ................................................................................ 73
Deleting records .............................................................................. 75
Purging records ............................................................................... 76
Exchanging and updating data: HotSync operations................ 77
Beaming information ...................................................................... 82
Categorizing records ...................................................................... 84
Finding information........................................................................ 88
Sorting lists of records .................................................................... 91
Making records private .................................................................. 93
Attaching notes................................................................................ 96
Choosing fonts................................................................................. 96
Reviewing Reminders .................................................................... 98
Application-specific tasks ................................................................. 99
Date Book ......................................................................................... 99
Address Book................................................................................. 113
To Do List ....................................................................................... 119
Note Pad ......................................................................................... 124
Memo Pad ...................................................................................... 128
Calculator ....................................................................................... 130
Clock ............................................................................................... 132
Chapter 6: Advanced HotSync® Operations................... 135
Selecting HotSync setup options.................................................... 135
Customizing HotSync application settings .................................. 141
IR HotSync operations ..................................................................... 143
Preparing your computer for infrared communication .......... 144
Configuring HotSync Manager for infrared communication. 144
Performing an IR HotSync operation......................................... 146
Returning to cradle/cable HotSync operations........................ 147
Conducting a HotSync operation via modem.............................. 148
Preparing your computer ............................................................ 148
Preparing your handheld............................................................. 151

Page vi Handbook for Palm™ m100 Series Handhelds
Selecting the conduits for a modem HotSync operation .........152
Performing a HotSync operation via a modem.........................153
Using File Link ..................................................................................153
Creating a user profile......................................................................153
Chapter 7: Setting Preferences for Your Handheld ........ 157
Viewing preferences.........................................................................157
Buttons preferences ..........................................................................158
Pen preferences ..............................................................................159
HotSync buttons preferences .......................................................160
Digitizer preferences ........................................................................161
Formats preferences .........................................................................161
Country default..............................................................................161
Time, date, week start, and numbers formats...........................162
General preferences ..........................................................................162
Auto-off delay ................................................................................162
System, alarm, and game sounds................................................163
Beam Receive..................................................................................163
Date and Time preferences..............................................................164
Connection preferences....................................................................164
Editing connections .......................................................................165
Network preferences and TCP/IP software .................................166
Selecting a service..........................................................................167
Entering a user name ....................................................................167
Entering a password .....................................................................168
Selecting a connection...................................................................168
Adding telephone settings ...........................................................169
Connecting to your service...........................................................171
Creating additional service templates........................................172
Adding detailed information to a service template..................172
Login scripts ...................................................................................175
Creating a login script on your handheld..................................176
Plug-in applications ......................................................................178
Deleting a service template ..........................................................178
Network preferences menu commands .....................................178
TCP/IP troubleshooting ...............................................................179
Owner preferences............................................................................180
ShortCuts preferences ......................................................................181
Creating a ShortCut.......................................................................181
Editing a ShortCut.........................................................................182
Deleting a ShortCut.......................................................................182

Contents Page vii
Appendix A: Maintaining Your Handheld ....................... 183
Caring for your handheld ............................................................... 183
Battery considerations ..................................................................... 184
Resetting your handheld ................................................................. 185
Performing a soft reset ................................................................. 185
Performing a hard reset................................................................ 186
Appendix B: Frequently Asked Questions ...................... 191
Software installation problems....................................................... 192
Operating problems ......................................................................... 193
Tapping and writing problems ...................................................... 195
Application problems ...................................................................... 196
HotSync problems ............................................................................ 197
Beaming problems............................................................................ 205
Password problems.......................................................................... 206
Technical support ............................................................................. 207
Appendix C: Non-ASCII Characters for Login Scripts .... 209
Use of ^char ...................................................................................... 209
Carriage return and line feed ......................................................... 209
Literal characters .............................................................................. 209
Product Regulatory Information...................................... 211
Index ................................................................................ 215

Page viii Handbook for Palm™ m100 Series Handhelds

About This Book Page 1
About This Book
Welcome to the Palm™ m100 series handheld. This handbook is
designed to help you get up and running quickly on your handheld.
It describes all you need to know about how to use your handheld and
the applications that come with it.
It walks you through:
■Locating all the parts of your handheld
■Viewing and entering data
■Working with expansion cards
■Using your handheld with your computer
■Personalizing your handheld with your own preference settings
After you become familiar with the basic functionality of your
handheld, you can use the rest of this handbook as a reference for less
common tasks, for maintaining your handheld, and also as a source of
information if you have problems operating it.

Page 2 About This Book

Chapter 1 Page 3
Chapter 1
Introduction to Your
Handheld
This chapter explains the physical buttons and controls on your
Palm™ m100 series handheld, how to use your handheld for the first
time, how to add expansion cards to your handheld, and how to use
HotSync® technology to synchronize your handheld and Palm™
Desktop software.
Getting to know your Palm m100 series
handheld
What is a Palm m100 series handheld?
Palm m100 series handhelds will help you stay organized and on time,
and keep up with daily tasks while you are away from your desk. Use
your new handheld to do the following:
■Enter your schedule in Date Book
■Keep all your contact names, addresses, and phone numbers in
Address Book
■Prioritize and assign your tasks a due date in To Do List
■Jot quick notes directly on the screen in Note Pad
■Set alarms from Clock, Date Book, and Note Pad, to keep yourself
on schedule and remind yourself of appointments and notes
■Synchronize your data with Palm Desktop software on your
Windows or Macintosh computer so you always have a copy
■Insert MultiMediaCard (MMC) or Secure Digital (SD) cards to add
additional software or memory, or to back up your data
■Attach and use peripheral hardware devices, such as a modem
■Beam information to another Palm OS® handheld that is close by
and has an IR (infrared) port

Page 4 Introduction to Your Handheld
System requirements
To install and operate Palm Desktop software, your computer system
must meet the following requirements:
Minimum requirements: Windows
■IBM-compatible Pentium-class computer
■Windows 98/Me/2000 (Windows 95/NT operating systems
require a serial cradle/cable, sold separately)
■16 MB RAM (64 MB recommended with Windows 2000)
■30 MB available hard disk space
■VGA monitor or better (the Quick Tour requires 256-color video
display; for best results, use High Color:16 bit)
■CD-ROM drive (you can also download the Palm Desktop
software from http://www.palm.com)
■Mouse
■One USB port or available serial port (serial cradle/cable sold
separately)
Minimum requirements: Macintosh
■Apple Macintosh or compatible with a Power PC processor
■Mac OS 8.5.1 to 9
■One USB port or available serial port (serial cradle/cable and
adapters sold separately)
■25 MB available hard disk space
■6 MB free RAM
Optional equipment
■Modem (such as an add-on modem accessory)
■Printer (compatible with your computer and its operating system)
■Infrared communication device
■MultiMediaCard (MMC) or Secure Digital (SD) expansion cards
(sold separately)
■HotSync cable, which enables you to perform HotSync operations
without your cradle (sold separately, available with either a USB or
serial connector)

Chapter 1 Page 5
Palm m100 series components
Locating front panel controls
Power
button/
Backlight
control
Turns your handheld on or off and controls the
backlight feature. If your handheld is turned off,
pressing the power button turns the unit on and
returns you to the last screen you viewed.
If your handheld is turned on, pressing the power
button turns the unit off. Pressing the power button
for about two seconds turns the backlight on or off.
Screen Displays the applications and information stored in
your handheld. It is touch-sensitive and responds to
the stylus.
Graffiti®
writing area
The area where you write letters and numbers using
the Graffiti® alphabet. See Chapter 2 to learn how to
write Graffiti characters.
Screen
Graffiti
writing area
Application buttons
Scroll buttons/
Clock control
Power button/
Backlight control
Changeable
face plate

Page 6 Introduction to Your Handheld
Using the backlight
If lighting conditions make it difficult for you to see the information
on your handheld, you can use the backlight to illuminate your screen.
To activate the backlight:
■Press the power button and hold it down for about two seconds.
Release the button when the backlight turns on.
Tip: In addition, you can assign the full-screen pen stroke to activate
the backlight. See “Pen preferences” in Chapter 7 for details.
To turn off the backlight:
■Press and hold the power button for about two seconds. The
backlight also turns off automatically (after a period of inactivity)
with the Auto-off feature. See “Auto-off delay” in Chapter 7 for
more information.
Application
buttons
Activates the individual handheld applications that
correspond to the icons on the buttons: Date Book,
Address Book, To Do List, and Note Pad. If your
handheld is turned off, pressing any application
button activates the handheld and opens the
corresponding application. This is the fastest way to
open an application.
Tip: See “Buttons preferences” in Chapter 7 for
details on reassigning these buttons to
activate any application on your handheld.
Scroll
buttons/
Clock
control
Displays text and other information that extends
beyond the handheld screen area.
When your handheld is on, pressing the lower
button scrolls down to view information below the
viewing area, and pressing the upper button scrolls
up to view information above the viewing area.
When your handheld is off, pressing the top button
displays the time. Holding down the top button for a
few seconds turns on the backlight so you can see the
time if lighting conditions are poor.
Changeable
face plate
Protects your handheld and enables you to
personalize your handheld’s appearance.

Chapter 1 Page 7
Locating back panel components
Stylus Serves as a pointing and writing device for
navigating through applications and entering
data on your handheld. To use the stylus, slide it
out of the storage slot and hold it as you would a
pen or pencil.
Face plate tab Releases the face plate so you can personalize the
appearance of your handheld with another face
plate (sold separately).
IR port Uses infrared technology to transmit data to and
receive data from other Palm OS handhelds, and
to perform HotSync operations. See “Common
tasks” in Chapter 5 and “IR HotSync operations”
in Chapter 7 for more information.
Expansion card
slot
Accepts MultiMediaCard (MMC) or Secure
Digital (SD) expansion cards, enabling you to
add more memory or applications. You can also
back up data to an expansion card.
Battery door Secures the batteries that power your handheld.
Reset button Under normal use, you should not have to use
the reset button. See Appendix A for information
about when and how to use the reset button.
Reset button
Universal
connector
Stylus
Battery door
IR port
Face plate tab
Expansion
card slot

Page 8 Introduction to Your Handheld
Upgrading from another Palm OS
handheld
If you already own a Palm OS handheld, you must install the version
of Palm Desktop software that comes with your new handheld. To
upgrade quickly and easily, perform the tasks described in the
following sections. Some tasks are specifically for upgrading.
Preparing to use your handheld
Before you begin using your handheld and Palm Desktop software,
you must complete a few easy installation tasks.
To use your handheld and Palm Desktop software, complete the
following:
■(If upgrading) Perform a HotSync operation using your old
handheld and cradle/cable. This ensures all data on your
handheld is on your desktop computer.
■Connect the HotSync cradle/cable that comes with your Palm
m100 series handheld to your computer. See “Connecting the
HotSync cradle/cable” later in this chapter for details.
■(If upgrading) You may want to create a copy of your old Palm
Desktop software folder and its contents before installing your
new Palm Desktop software. If you do this, rename the copied
folder (for example, Palm Old), and store it outside the Palm
Desktop software folder. This step is optional.
■Install the Palm Desktop software that comes with your Palm m100
series handheld. See “Installing Palm Desktop software” later in
this chapter for details.
Universal
connector
Connects your handheld to the cradle/cable,
which in turn connects to the back of your
computer. This allows you to update the
information between your handheld and
computer using HotSync technology.
The universal connector also connects peripheral
hardware devices, such as a modem, to your
handheld.

Chapter 1 Page 9
■Perform a HotSync operation. See “Exchanging and updating data:
HotSync operations” in Chapter 5 for details.
■(If upgrading) Rename your old handheld. To prevent unexpected
results during HotSync operations, each handheld must have a
unique name. We recommend that you perform a hard reset on
your old handheld. See “Performing a hard reset” in Appendix A
for details.
Using the protective flip cover
The flip cover protects your handheld screen when it is not in use. The
window in the cover enables you to quickly view the time and alarm
reminder messages when your handheld cover is closed. To view the
time, press the top scroll button which is accessible through the hole
at the bottom of the cover.
You can open the cover so that it rests on the back of your handheld,
or remove it altogether.
To remove the cover:
1. Open the cover and grasp the hinge with your thumb.
2. Gently rock the cover from one side to the other until the hinge
prongs release from the slots on the top edge of your handheld.

Page 10 Introduction to Your Handheld
To reattach the cover:
■Align the hinge prongs with the slots on the top edge of your
handheld, and then insert one prong at a time until the prongs lock
inside the slots.
Changing the face plate
You can personalize the appearance of your handheld by changing the
face plate. For information about face plate accessories, visit the web
site http://www.palm.com.
To remove the face plate:
1. Remove the flip cover.
2. Lift the face plate tab slightly to separate it from your handheld
and pull the existing face plate away from your handheld.
Face plate tab

Chapter 1 Page 11
To attach the face plate:
1. Align the bottom edge of the new face plate with the slot on the
bottom edge of your handheld.
2. Gently press the top of the face plate onto your handheld until it
clicks into position.
Installing the batteries
To use your handheld, you must install two AAA alkaline batteries.
The batteries fit behind the battery door on the back of the handheld.
See “Battery considerations” in Appendix A for more information.
To install the batteries:
1. Press the latch on the battery door and lift the battery door away
from your handheld.
1
2
Press tab to open
battery door

Page 12 Introduction to Your Handheld
2. Install the two AAA alkaline batteries supplied with your
handheld into the battery compartment.
Note: A diagram in the interior of the battery compartment
shows + and - ends of the batteries. When correctly
installed, the clips in the battery compartment secure the
batteries in place.
3. Insert the battery door back into place so that it is flush with the
back of your handheld and “clicks” into position.
Important: Do not force the battery door. When the batteries are
correctly installed, the battery door clips smoothly
into place. If you feel resistance when replacing the
door, make sure the door is aligned with the slots on
the back of your handheld, and that the batteries are
firmly seated in the battery compartment.
Palm Desktop software
Palm Desktop software extends many of the functions of your
handheld to your computer and serves to back up all your data.
Viewing and editing your data using Palm Desktop software is
optional. However, when you use it with your handheld and the built-
in HotSync technology, you can fully synchronize the information on
your handheld with the information on your computer.
It is a good idea to back up your data in case something happens to the
data on your handheld. Changes you make on your handheld or Palm
Desktop software appear in both places after you synchronize.
With Palm Desktop software, you can do the following:
■Work with your handheld applications on your computer. Palm
Desktop software duplicates the Date Book, Address Book, To Do
List, and Memo Pad applications on your handheld, so you can
view, enter, and modify any data stored on your handheld. (You
cannot modify Note Pad data in Palm Desktop software.)
■Back up the data stored on your handheld with HotSync
technology and synchronize the data on your Palm Desktop
software. Synchronization is a one-step procedure that ensures
your data is always safe and up-to-date. See “Exchanging and
updating data: HotSync operations” in Chapter 5 for more
information.

Chapter 1 Page 13
■Import and export data, so you can easily transfer data from other
desktop applications into Date Book, Address Book, To Do List,
and Memo Pad. See “Importing data” in Chapter 2 for more
information.
■Print your Date Book, Address Book, To Do List, and Memo Pad
information on any printer.
Connecting the HotSync cradle/cable
Important: The HotSync cradle/cable supplied with your handheld
fits a USB connector. If your computer does not have a
USB port, or if you are using Windows 95, Windows NT,
or an older Macintosh, you can order a serial cradle/cable
and a 25-pin serial adapter, if necessary, from
http://www.palm.com. Follow the documentation that
accompanies the serial cradle/cable before attempting to
complete the installation tasks.
1. Shut down and turn off your computer.
2. Plug the USB connector on the cradle/cable into a USB port on
your computer.
3. If you are using a cable, plug the other end into the universal
connector on the handheld.

Page 14 Introduction to Your Handheld
Installing Palm Desktop software
The following instructions guide you through installing Palm
Desktop software. After installation, refer to the online Help in Palm
Desktop software, the Quick Tour in Palm Desktop software (for
Windows users), and the Palm Desktop Software for the Macintosh User’s
Guide located in the Documentation folder in the Palm Desktop folder.
To ensure a safe and uninterrupted installation of Palm Desktop
software, please print these instructions or refer to Read This First. Do
the following before installing:
■Turn off your computer and connect the HotSync cradle/cable
to it.
■Do not simply copy the Palm Desktop software files to your
computer’s hard disk. You must use the installer to place the files
in their proper locations and to decompress the files.
To install Palm Desktop software on a Windows computer:
1. Turn on your computer.
2. Exit any open programs, including those that run automatically at
startup such as Microsoft Office, and disable any virus-scanning
software.
3. Insert the Palm Desktop software CD-ROM into the computer’s
CD-ROM drive.
4. Follow the onscreen instructions to complete the installation.
During installation you may be asked to connect your handheld to
the HotSync cradle/cable.

Chapter 1 Page 15
To install Palm Desktop software on a Macintosh computer:
1. Turn on your Macintosh.
2. Insert the Palm Desktop software CD-ROM into your Macintosh’s
CD-ROM drive.
3. Double-click the Palm Desktop CD icon.
4. Double-click the Installer icon to begin the installation procedure.
5. Follow the onscreen instructions to complete the installation.
Shown with a HotSync
cradle. Some models
use a cable in place of
the cradle.
Shown with a HotSync
cradle. Some models
use a cable in place of
the cradle.

Page 16 Introduction to Your Handheld
Using your handheld with another PIM
If you prefer to use another personal information manager (PIM), such
as Microsoft Outlook, you still need to install Palm Desktop software
in order to add HotSync Manager, the connection software, and other
features of Palm Desktop software to your computer. The connection
software, called a conduit, lets you synchronize the data between your
handheld and your PIM. The conduit for Microsoft Outlook is
included on the Palm Desktop software CD-ROM (Windows only);
however you must install it in addition to the Palm Desktop software.
For information on the availability of conduit software for the PIM
you use, contact the vendor of your PIM or visit the web site
http://www.palm.com.
Tapping and typing
Tap with the stylus to get things done
Like using a mouse to click elements on a computer screen, using the
stylus to tap elements on your handheld screen is the basic action that
gets things done on your handheld.
The first time you start your handheld, setup instructions appear on
the screen. These instructions include a calibration screen. Calibration
aligns the internal circuitry of your handheld with its touch-sensitive
screen so that when you tap an element on the screen, the handheld
can detect exactly which task you want to perform.
Important: Always use the point of the stylus for tapping or making
strokes on the handheld screen. Never use an actual pen,
pencil, or other sharp object to write on the handheld
screen.
With your handheld turned on, you can tap the handheld screen to do
many operations, such as the following:
■Open applications
■Choose menu commands
■Initiate a Find operation to search through applications installed
on your handheld for specific text (Find operations do not search
through applications on expansion cards)
■Select options in dialog boxes
■Open the onscreen keyboards

Chapter 1 Page 17
Just as you can drag the mouse to select text or move objects on your
computer, you can also drag the stylus to select text. You can also use
the stylus to drag the slider of any scroll bar.
Elements of the handheld interface
Menu bar A set of commands that are specific to the
application. Not all applications have a menu bar.
Icons Tap the icons to open applications , menus ,
Calculator , and to find text anywhere in your
data .
Contrast
control
Tap the Contrast icon to open the Adjust Contrast
dialog box. Tap to the left or right of the slider to
adjust the contrast in small increments or drag the
slider to change the contrast in large increments. You
can also press the up and down scroll buttons to
adjust the contrast.
Clock Tap the Clock icon to display the time and date.
abc With the cursor in an input field, tap the dot to
activate the alphabetic keyboard.
123 With the cursor in an input field, tap the dot to
activate the numeric keyboard.
Menu
bar
Icons

Page 18 Introduction to Your Handheld
Check box When a check mark appears in a check box, the
corresponding option is active. If a check box is
empty, tapping it inserts a check mark. If a check box
is checked, tapping it removes the check mark.
Command
buttons
Tap a button to perform a command. Command
buttons appear in dialog boxes and at the bottom of
application screens.
Next/
previous
arrows
Tap the left and right arrows to display the previous
and next record; tap the up and down arrows to
display the previous and next page of information.
Pick list Tap the arrow to display a list of choices, and then tap
an item in the list to select it.
Scroll bar Drag the slider, or tap the top or bottom arrow, to
scroll the display one line at a time. To scroll to the
previous page, tap the scroll bar just above the slider.
To scroll to the next page, tap the scroll bar just below
the slider.
You can also scroll to the previous and next pages by
pressing the upper and lower scroll buttons on the
front panel of your handheld.
Scroll
bar
Previous/next arrows
Check
box
Command
button
Pick list

Chapter 1 Page 19
Opening applications
You can use the Applications Launcher to open any application
installed on your handheld. You can also open Date Book, Address
Book, To Do List, and Note Pad with the application buttons on the
front panel of your handheld.
Tip: When you press an application button on the front panel, you
have instant access to the selected application. You don’t even
need to turn on your handheld first.
In addition to providing a way for you to open applications, the
Applications Launcher displays the current time, battery level, and
application category.
To open an application on your handheld:
1. Tap the Applications icon .
2. Tap the icon of the application that you want to open. If you have
many applications installed on your handheld, tap the scroll bar to
see all of your applications.
Tip: To find an application quickly, you can write the Graffiti
character for the first letter of its name. The Applications
Launcher scrolls to the first application with a name that
Applications
Launcher
Address Book
Date Book Note Pad
To Do List

Page 20 Introduction to Your Handheld
begins with that letter. You can also assign application icons
to different categories. See “Categorizing applications” in
Chapter 3.
Note: You can also use applications on expansion cards. See
“Opening expansion card applications” in Chapter 4.
Using menus
Menus on your handheld are easy to use. Once you have mastered
them in one application, you can use them the same way in all other
applications.
The menus of each application are illustrated in the section on that
application in Chapter 5. The Edit menu is described in “Editing
records”in Chapter 5.
To open the menu bar:
1. Open an application (such as Memo Pad).
2. Do one of the following:
Tap the Menu icon .
Tap on the inverted title area at the top of the screen.
In this example, three menus are available: Record, Edit, and Options.
The Record menu is selected and contains the commands New Memo,
Delete Memo, and Beam Memo.
Tap the Menu icon
Tap the title area

Chapter 1 Page 21
Choosing a menu
After you open the menu bar for an application, tap the menu that
contains the command you want to use.
The menus and menu commands that are available depend on the
application that is currently open. Also, the menus and menu
commands vary depending on which part of the application you’re
currently using. For example, in Memo Pad, the menus are different
for the Memo list screen and the Memo screen.
Graffiti menu commands
Most menu commands have an equivalent Graffiti Command stroke,
which is similar to the keyboard shortcuts used to execute commands
on computers. The command letters appear to the right of the
command names.
Draw the Command stroke anywhere in the Graffiti area. When you
draw the Command stroke, the Command toolbar appears just above
the Graffiti writing area to indicate that you are in Command mode.
Command
Command letters
Menu commands
CutUndo Copy Paste Beam Delete

Page 22 Introduction to Your Handheld
The command toolbar displays context sensitive menu commands for
the current screen. For example, if text is selected the menu icons
displayed may be undo, cut, copy, and paste. Tap on an icon to select
the command, or immediately write the corresponding command
letter for an appropriate command in the Graffiti writing area.
For example, to choose Select All in the Edit menu, draw the
Command stroke, followed by the letter “s.”
Note: Command mode is only active for a short time, so you must
tap an icon or write the command letter immediately to choose
the menu command.
Displaying online tips
Many of the dialog boxes that appear on your handheld contain an
online Tips icon in the upper-right corner. Online tips anticipate
questions you have in a dialog box, provide shortcuts for using the
dialog box, or give you other useful information.
To display an online tip:
1. Tap the Tips icon .
2. After you review the tip, tap Done.
Entering data
There are several ways to enter data into your handheld:
■Using the onscreen keyboard
■Using Graffiti writing
■Using Note Pad
■Entering or importing data in Palm Desktop software and then
synchronizing with your handheld

Chapter 1 Page 23
■Using an external keyboard attached to the universal connector
■Beaming data from another Palm OS handheld that is close by and
has an infrared port. See “Beaming information” in Chapter 5 for
details.
Onscreen keyboard
When you create or edit a record in an application such as Address
Book, you can open the onscreen keyboards to enter data.
After a keyboard is open, you can tap to open any of the other
keyboards, including the international keyboard. See “Using the
onscreen keyboard” in Chapter 2 for more information.
Tap here for
alphabetic keyboard
Tap here for numeric
keyboard
Backspace
Carriage return
Tab
Caps
Caps shift
Tap here to display
alphabetic keyboard
Tap here to display
numeric keyboard
Tap here to display
international keyboard
Alpha
Numeric International

Page 24 Introduction to Your Handheld
Graffiti writing
Your handheld includes Graffiti writing software as the primary
system for entering text and numbers. With Graffiti writing, you write
simple strokes with the stylus and they are instantly recognized as
letters or numbers.
The Palm Desktop software CD-ROM includes Giraffe, a game you
can use to practice Graffiti writing. See “Installing and removing
applications” in Chapter 3 for installation instructions. The Memo Pad
application is ideal for practicing Graffiti writing. This section
explains how to open Memo Pad and use it to practice Graffiti writing.
To open Memo Pad:
1. Tap the Applications icon .
2. Tap the Memo Pad icon .
3. Tap New.
Note: A blinking cursor appears on the first line of the new memo
to indicate where the new text will appear.
See “Using Graffiti writing to enter data” in Chapter 2 for details.
Write letters here Write numbers here
Division marks
New
memo
cursor
Tap
New
Write in
Graffiti
area

Chapter 1 Page 25
Note Pad
The Note Pad application provides a place where you can write a
quick note in your own handwriting directly on your handheld
screen. Think of Note Pad as a virtual “sticky pad” for short notes.
Later, you would transfer your “sticky” notes to a more permanent
place by entering the information in the appropriate application, or
throw them away by deleting them. See “Note Pad” in Chapter 5 for
more information and instructions.
Using Palm Desktop software
If you have new records you want to add to your handheld and prefer
to use the computer keyboard rather than Graffiti writing or the
onscreen keyboard, enter the data in Palm Desktop software or the
PIM you have installed to use with your handheld. For details on
entering information in Palm Desktop software, refer to the online
Help in Palm Desktop software, the Quick Tour in Palm Desktop
software (for Windows users), and the Palm Desktop Software for the
Macintosh User’s Guide located in the Documentation folder in the
Palm Desktop folder.
After the information is in Palm Desktop software, perform a HotSync
operation to synchronize your handheld with your computer. See
“Exchanging and updating data: HotSync operations” in Chapter 5 for
more information.
Importing data
If you already have data in a database on your computer, you can
import it into Palm Desktop software. You can import data stored in
computer applications such as spreadsheets and databases, or from
another Palm OS handheld. When you import data, you transfer the

Page 26 Introduction to Your Handheld
records to your handheld without having to enter them manually. See
“Importing data” in Chapter 2 for more information.
Using an external keyboard
You can connect an optional keyboard accessory to the universal
connector on your handheld so you can type data directly into your
handheld. External keyboards are very helpful when you need to
enter large amounts of data quickly and accurately while you are
away from your computer. For additional information about this
optional accessory, visit the web site http://www.palm.com.
Customizing your handheld
You can customize your handheld by using the Preferences
application. You can enter personal information such as your name
and address; change the time, date, and time zone; view different date
and time formats when you travel; turn off sounds; and configure
your handheld to work with a modem. See Chapter 7 for details.
To open the Preferences screens:
1. Tap the Applications icon .
2. Tap the Preferences icon .
3. Tap the category pick list in the upper-right corner of the screen.
4. Tap the Preferences category you want to view.
The following procedures for setting the date give you an example of
how to customize your handheld.
You make changes to the date and time in Date and Time preferences.

Chapter 1 Page 27
To set the date:
1. Tap the Set Date box.
2. Tap the arrows to select the current year.
3. Tap a month.
4. Tap the current date.
To set the time:
1. Tap the Set Time box.
2. Tap the up or down arrows to change the hour.
3. Tap each number of the minute, and then tap the arrows to change
them.
4. Tap OK.
Tap to set date
Tap
arrows
to
select
year
Tap to
select
month
Tap to select date

Page 28 Introduction to Your Handheld
To set the time zone:
1. Tap the Set Time Zone box.
2. Tap a time zone.
Tip: When you travel, changing the time zone setting to a new
time zone automatically resets the date and time on your
handheld, but it does not change the time of appointments
set in Date Book.
3. Tap OK.
To set the daylight saving switch:
■Tap the Daylight Saving pick list, and then tap Off or On.

Chapter 2 Page 29
Chapter 2
Entering Data in Your
Handheld
This chapter explains how to enter data into your handheld by writing
with the stylus in the Graffiti® writing area, by using the onscreen
keyboard, by using the computer keyboard, or by importing data from
another application.
Using Graffiti writing to enter data
Chapter 1 introduced Graffiti writing and briefly described how to use
it to enter text in your applications. In this section, you learn the
procedures for creating letters, numbers, punctuation, and symbols,
as well as some Graffiti tips and tricks.
Writing Graffiti characters
Most people find they can enter text quickly and accurately with only
minutes of practice. Graffiti writing includes any character you can
type on a standard keyboard. The Graffiti strokes closely resemble the
uppercase letters of the regular alphabet, which makes Graffiti writing
easy to learn.
There are four basic concepts for success with Graffiti writing:
■If you draw the character shape exactly as shown in the tables later
in this chapter (like the shapes shown in the following diagram),
you achieve 100% accuracy.
■The heavy dot on each shape shows where to begin the stroke.
Certain characters have similar shapes, but different beginning
and end points. Always begin the stroke at the heavy dot (you
should not create the heavy dot; it is only there to show you where
to begin the stroke).

Page 30 Entering Data in Your Handheld
■Most characters require only a single stroke. When you lift the
stylus from the Graffiti writing area, your handheld recognizes
and displays the text character immediately. To accomplish single
strokes, some Graffiti strokes are portions of the regular alphabet
equivalents.
■The Graffiti writing area is divided into two parts: one for writing
the letters of the alphabet and one for writing numbers. The small
marks at the top and bottom of the Graffiti writing area indicate the
two areas.
To write Graffiti letters:
1. Tap the screen where you want your text to go.
Note: You need to tap above the Graffiti writing area, and must
see a blinking cursor before you write the text.
2. Use the tables on the following pages to find the stroke shape for
the letter you want to create. For example, the stroke shown below
creates the letter “n.”
Note: There are two different stroke shapes available for some
letters. For these letters, choose the one that’s easiest for
you.
As you’ll see later, you use the same shape to create both the
uppercase and lowercase version of a letter.
Write letters here Write numbers here
Division marks
Start stroke
at heavy dot
Lift stylus
here

Chapter 2 Page 31
3. Position the stylus in the left-hand side of the Graffiti writing area.
4. Start your stroke at the heavy dot and draw the stroke shape as it
appears in the tables.
5. Lift the stylus from the screen at the end of the stroke shape.
That’s all there is to it! When you lift the stylus from the screen, your
handheld recognizes your stroke immediately and prints the letter at
the insertion point on the screen.
As soon as you lift the stylus from the screen, you can begin the stroke
for the next character you want to write.
Important: You must begin the character strokes in the Graffiti
writing area. If you do not make Graffiti strokes in the
Graffiti writing area, your handheld does not recognize
them as text characters.
Graffiti tips
When using Graffiti writing, keep these tips in mind:
■Accuracy improves when you write large characters. You should
draw strokes that nearly fill the Graffiti writing area.
■To delete characters, simply set the insertion point to the right of
the character you want to delete and make the backspace stroke
(a line from right to left) in the Graffiti writing area.
■Write at natural speed. Writing too slowly can generate
recognition errors.
■Do not write on a slant. Vertical strokes should be parallel to the
sides of the Graffiti writing area.
■Press firmly.

Page 32 Entering Data in Your Handheld
The Graffiti alphabet
Letter Strokes Letter Strokes
AN
B O
CP
D Q
ER
F S
G T
HU
IV
JW
KX
LY
M Z
Space Back
Space
Carriage
Return
Period tap twice

Chapter 2 Page 33
Writing capital letters
You make capital letters with the same stroke shapes as the basic
alphabet characters. To make capital letters, you must first “shift” to
caps — just as you press the Shift key on a keyboard — and then write
the character strokes.
Note: Graffiti writing includes a feature that automatically
capitalizes the first letter when you create a new sentence or a
new record (by tapping New or a blank line).
To draw the first letter of a word as a capital letter:
■Use the Caps Shift stroke:
Tip: When Caps Shift is active, an “up arrow” symbol appears in
the lower-right corner of the handheld screen. If you
accidentally activate Caps Shift, backspace will cancel it.
To enter only capital letters (Caps Lock):
■Use the Caps Lock stroke:
Tip: When Caps Lock is active, an underlined “up arrow” symbol
appears in the lower-right corner of the handheld screen. To
return to lowercase, make the Caps Shift stroke.
Writing numbers
Writing numbers with Graffiti writing is similar to writing letters of
the alphabet, except that you make the character strokes on the right-
hand side (numbers side) of the Graffiti writing area.
Caps
Shift
Caps
Lock
Caps Shift
Caps Lock

Page 34 Entering Data in Your Handheld
Graffiti numbers
Writing punctuation marks
Graffiti writing can create any punctuation symbol that you can enter
from a standard keyboard. All punctuation marks begin with a single
tap on the Graffiti writing area. When you make this tap, you activate
Punctuation Shift and a dot appears to show it is active. The next
stroke you make with the stylus creates a punctuation mark.
Note: When Punctuation Shift is active, you can make a symbol
stroke anywhere in the Graffiti writing area (the letters or
numbers side).
Number Strokes Number Strokes
0 5
1 6
27
38
4 9
Symbol Stroke Symbol Stroke
Period
.
Dash
—
Comma
,
Left Paren
(
Apostrophe
'
Right Paren
)
Question
?
Slash
/
Punctuation shift

Chapter 2 Page 35
Additional Graffiti punctuation
Writing symbols and extended characters
All symbols and extended characters begin with the stroke in the
Graffiti writing area of your handheld:
When the Symbol Shift is active, a slanted shift symbol appears in the
lower-right corner of the screen. The next stroke that you make creates
the symbol or extended character.
Writing accented characters
To create accented characters, draw the stroke normally used to create
the letter, followed by an accent stroke. Graffiti writing then adds the
accent to the letter.
Exclamation
!
Dollar
$
Symbol
Shift
@ # % ^ & * < > + = |
—
\ { } [ ] ~ ` ; : " tab
Symbol Shift
•
,
,
,
,
,°
,
+—X:==
cY
?
!
ƒ∅

Page 36 Entering Data in Your Handheld
For example, the following diagram shows the strokes required to
draw an accented “e.”
Accent strokes
Using these accent strokes, you can write the following accented
letters:
à á â ã ä å è é ê ë ì í î ï ò ó ô õ ö ù ú û ü ÿ ý ñ
Additional non-English characters
You can write the following characters without any special
punctuation or shifting:
Note: You must write these non-English characters in the left side of
the Graffiti writing area.
Navigation strokes
In addition to character symbols, Graffiti writing includes special
strokes that you can use to navigate within text or fields in your
applications.
Command Stroke
Move cursor right
Move cursor left
= e
a a a a a a
cae

Chapter 2 Page 37
Graffiti ShortCuts
Graffiti ShortCuts make entering commonly used words or phrases
quick and easy. ShortCuts are similar to the Glossary or Autotext
features of some word processors.
Graffiti writing comes with several predefined ShortCuts, and you can
also create your own. Each ShortCut can represent up to 45 characters.
For example, you might create a ShortCut for your name, or for the
header of a memo. See “ShortCuts preferences” in Chapter 7 to learn
about creating your own ShortCuts.
To use a ShortCut, draw the ShortCut stroke followed by the ShortCut
characters. When you draw the ShortCut stroke, the ShortCut symbol
appears at the insertion point to show that you are in ShortCut mode.
Your handheld includes the following predefined Graffiti ShortCuts:
Previous field
(Address Book only)
Next Field
(Address Book only)
Open Address Record
(Address Book only)
ShortCut
Entry ShortCut
Date stamp ds
Time stamp ts
Date/time stamp dts
Meeting me
Breakfast br
Lunch lu
Dinner di

Page 38 Entering Data in Your Handheld
Using the onscreen keyboard
You can open the onscreen keyboard anytime you need to enter text
or numbers on your handheld.
To use the onscreen keyboard:
1. Open any application (such as Memo Pad).
2. Tap any record, or tap New.
3. Tap “abc” to open the alphabetic keyboard, or tap “123” to open
the numeric keyboard.
4. Tap the characters to enter text and numbers.
Note: The onscreen keyboard also includes a dialog box for
international characters. You can switch among the three
dialogs at any time to enter the exact text you need.
5. After you finish, tap Done to close the onscreen keyboard and
place the text in the record.
Using Note Pad
In addition to using Graffiti characters and the onscreen keyboard,
you can enter data on your handheld using the Note Pad application.
When you use Note Pad, you write quick notes directly on the
handheld screen in your own handwriting. Later, you can enter this
information into another application, or delete it. See “Note Pad” in
Chapter 5 for more information and instructions.
To use Note Pad:
1. Press the Note Pad application button on the front panel of
your handheld.
2. Write the information directly on the handheld screen.
3. Tap Done.
Tap here for
alphabetic keyboard
Tap here for numeric
keyboard

Chapter 2 Page 39
Using your computer keyboard
If you have a lot of data to enter, or prefer to use the computer
keyboard, you can use Palm™ Desktop software or any supported
PIM to enter information. You can then perform a HotSync® operation
to synchronize the information on your computer with the
information on your handheld. Most of the applications that came
with your handheld are also available in Palm Desktop software and
in most PIMs, so you don’t need to learn different applications. For
more information on entering data on your computer, refer to the
online Help in Palm Desktop software, the Quick Tour in Palm
Desktop software (for Windows users), and the Palm Desktop Software
for the Macintosh User’s Guide on the Palm Desktop software CD-ROM.
Importing data
If you have data stored in computer applications such as spreadsheets
and databases, or if you want to import data from another handheld,
you can transfer the data to your handheld without having to key it in
manually. Save the data in one of the file formats listed below, import
it into Palm Desktop software, and then perform a HotSync operation
to transfer the data to your handheld.
Importing data from a Windows computer
Palm Desktop software can import data in the following file formats:
■Comma delimited (.csv, .txt): Address Book and Memo Pad only
■Tab delimited (.tab, .tsv, .txt): Address Book and Memo Pad only
■CSV (Lotus Organizer 2.x/97 Mapping): Address Book only
■vCal (.vcs): Date Book only
■vCard (.vcf): Address Book only
■Date Book archive (.dba)
■Address Book archive (.aba)
■To Do List archive (.tda)
■Memo Pad archive (.mpa)
Archive formats can only be used with Palm Desktop software. Use
the archive file formats to share information with other people who
use a Palm OS® handheld or to create a copy of your important Palm
Desktop information.

Page 40 Entering Data in Your Handheld
To import data from a Windows computer:
1. Open Palm Desktop software.
2. Click the application into which you want to import data.
3. If you are importing records that contain a field with category
names, do the following:
Select All in the Category box.
Be sure that the same categories that appear in the imported file
also exist in the application. If the categories do not exist, create
them now; otherwise, the records are imported into the Unfiled
category.
4. From the File menu, choose Import.
5. Select the file you want to import.
6. Click Open.
Note: If you are importing a vCal or vCard file, skip to step 10.
You do not have to specify which fields correspond to the
imported data.
7. To import data into the correct Palm Desktop fields, drag fields in
the left-hand column so that they are opposite the corresponding
imported field on the right.
8. If you do not want to import a field, deselect the check box for that
field.
9. Click OK.
The imported data is highlighted in the application.
10. To add the imported data to your handheld, perform a HotSync
operation.
See Palm Desktop online Help for more information on importing and
exporting data.
Importing data from a Macintosh
Palm Desktop software can import data from any of the following
applications when you export the data in the appropriate file format:
■Address Book Plus (text file)
■Claris Organizer (Palm Desktop software can open these files
directly)
■ClarisWorks (save under new name as ASCII text file)
■DateBook Pro (text file)

Chapter 2 Page 41
■DayMaker (text file)
■Dynodex (text file)
■FileMaker Pro (tab separated text file)
■Meeting Maker (text file)
■Newton running OS 1.0 with Newton Connection Kit:
Names; Date Book Calendar; and Notepad (text file)
■Now Contact (text file)
■Now Up-to-Date (text file)
■QuickDex (text file)
■TouchBase Pro (text file)
To import data from a Macintosh:
1. Open Palm Desktop software.
2. From the File menu, choose Import.
3. Select the file you want to import.
4. Click Open.
5. If you want to change the order of the fields you’re importing,
point to a field, wait for the cursor to change to a double arrow, and
then drag the field to a new location.
6. If you do not want to import a field, click the arrow between the
field names.
7. From the Fields pop-up menu, choose the appropriate field.
8. From the Delimiters pop-up menu, choose the appropriate
delimiter.
9. Click OK.
10. To add the imported data to your handheld, perform a HotSync
operation.
See Palm Desktop online Help for more information on importing and
exporting data.

Page 42 Entering Data in Your Handheld

Chapter 3 Page 43
Chapter 3
Managing Your
Applications
This chapter explains how to switch between applications on your
handheld, how to change application settings so they are personalized
to your work methods, and how to categorize applications so you
view them in related groups. For information about working with
applications on an expansion card, see Chapter 4.
Using the Applications Launcher
To open the Applications Launcher, tap the Applications icon .
Selecting applications
Your handheld is equipped with a variety of applications. All the
applications installed on your handheld appear in the Applications
Launcher. See “Opening applications” in Chapter 1 for details.
Applications installed on an expansion card appear immediately in
the Applications Launcher when you insert an expansion card, or
when you select the card from the pick list in the upper-right screen.
See “Opening expansion card applications” in Chapter 4 for details.
Switching between applications
When working in any application, tap the Applications icon or
press an application button on the front panel of your handheld to
switch to another application. Your handheld automatically saves
your work in the current application and displays it when you return
to that application. You can also switch between applications on your
handheld and applications on expansion cards. See “Switching
between your handheld and an expansion card” in Chapter 4 for
details.
Categorizing applications
The category feature enables you to manage the number of application
icons that appear onscreen in the Applications Launcher. You can
assign an application to a category and then display a single category
or all your applications.

Page 44 Managing Your Applications
To categorize an application:
1. Tap the Applications icon .
2. Tap the Menu icon .
3. Tap App, and then tap Category.
4. Tap the pick list next to each application to select a category.
Tip: To create a new category, tap Edit Categories from the pick
list. Tap New, enter the category name, and then tap OK to
add the category. Tap OK.
5. Tap Done.
To display applications by category:
1. Tap the Applications icon .
2. Do one of the following:
Tap the Applications icon repeatedly to cycle through all your
categories.
Tap the pick list in the upper-right corner of the screen and
select the category you want to display.
Changing the Applications Launcher display
By default, the Applications Launcher displays each application as an
icon. As an alternative, you can choose to show a list of applications.
You can also choose to view the same category of applications each
time you open the Applications Launcher.
To change the Applications Launcher display:
1. Tap the Applications icon .
2. Tap the Menu icon .

Chapter 3 Page 45
3. Tap Options, and then tap Preferences.
4. Tap the View By pick list and select List.
5. Tap OK.
To open the Applications Launcher to the last opened category:
1. Tap the Applications icon .
2. Tap the Menu icon .
3. Tap Options, and then tap Preferences.
4. Tap the Remember Last Category check box to select it.
5. Tap OK.
Choosing preferences
You can set options that affect an entire application in the
application’s Preferences dialog box.
To change preferences for an application:
1. Open an application.
2. Tap the Menu icon .
3. Tap Options, and then tap Preferences.
Note: Not all applications have a Preferences command.
4. Make changes to the settings.
5. Tap OK.

Page 46 Managing Your Applications
Installing and removing applications
This section explains how to install and remove applications on your
handheld or on an expansion card, and how to remove Palm™
Desktop software from your computer.
Installing add-on applications
Your handheld comes with the Date Book, Address Book, To Do List,
Note Pad, Memo Pad, and Calculator applications installed and ready
to use.
You can also install additional applications on your handheld or on a
card that is seated in the expansion card slot, such as games and other
software. The Install Tool makes it easy to install software during a
HotSync® operation. There are a variety of third-party applications
available for your handheld. To learn more about these applications,
visit the web site http://www.palm.com.
Note: Any game or application that you install on your handheld
resides in RAM memory; you can delete them at any time.
To install add-on software on your handheld using a
Windows computer:
1. On your computer, copy or download the application you want to
install into the add-on folder in your Palm Desktop directory on
your computer.
Note: If the software you download is compressed, you need to
decompress it into this folder. If you prefer to place the
application into another folder, you need to navigate to that
folder before you complete step 5.
2. Double-click the Palm Desktop icon on your desktop.
3. Click Install.
Tip: You can also access the Install Tool dialog by selecting Install
Tool from the Palm Desktop program group or by double-
clicking any file with a PRC, PDB, PQA, PNC, or SCP file
extension.

Chapter 3 Page 47
4. In the User drop-down list, select the name that corresponds to
your handheld.
5. Click Add.
6. Select the application(s) that you want to install on your handheld
or on a resident expansion card.
7. Click Open.
Note: Review the list of applications you selected in the Install
Tool dialog box. If you do not want to install an application,
select it, and then click Remove. (This does not remove the
application from your computer; it simply removes it from
the list of applications to install.)
8. If you need to change the destination of the application you are
installing, click Change Destination on the Install Tool window,
and then use the arrows to move applications between your
handheld and an expansion card.

Page 48 Managing Your Applications
9. Click OK to close the Change Destination window.
10. Click Done to close the Install Tool window.
11. Perform a HotSync operation to install the selected application(s).
See “Exchanging and updating data: HotSync operations” in
Chapter 5 for details.
Note: Files that remain in the list after you perform a HotSync
operation did not install. This can happen if the file type
was not recognized during the HotSync operation.
Expansion cards may hold applications that use files other
than the Palm™ application files. In order for your
handheld to recognize such a file, you must launch the
application that uses these files at least once.
To install add-on software on your handheld using a Macintosh:
1. On your Macintosh, copy or download the application you want to
install into the add-on folder in your Palm folder.
Note: If the software you download is compressed, you need to
decompress it into this folder.
2. Double-click the Hotsync Manager icon in the Palm folder.

Chapter 3 Page 49
3. From the HotSync menu, choose Install Handheld Files.
4. From the User pop-up menu, select the name that corresponds to
your handheld.
5. Click Add to List.
6. Select the Add-on folder from the pop-up menu.
7. Select the application you want to install.
8. Click Add File to add the selected application to the Install
Handheld Files list.

Page 50 Managing Your Applications
9. If you need to change the destination of the application you are
installing, click Change Destination on the Install Handheld Files
window, and then use the arrows to move applications between
your handheld and an expansion card.
10. Click OK to close the Change Destination window.
11. Close the Install Handheld Files window.
12. Perform a HotSync operation to install the selected application(s)
on your handheld. See “Exchanging and updating data: HotSync
operations” in Chapter 5 for details.
Note: Files that remain in the list after you perform a HotSync
operation did not install. This can happen if the file type
was not recognized during the HotSync operation.
Expansion cards may hold applications that use files other
than the Palm application files. In order for your handheld
to recognize such a file, you must launch the application
that uses these files at least once.
Removing applications
In the event that you run out of memory or decide that you no longer
need an application you installed, you can remove applications from
your handheld or from an expansion card. From your handheld, you
can remove only add-on applications, patches, and extensions that
you install; you cannot remove the applications that reside in the ROM
portion of your handheld.
To remove an add-on application:
1. Tap the Applications icon .
2. Tap the Menu icon .
3. Tap App, and then tap Delete.

Chapter 3 Page 51
4. Tap the Delete From pick list and select either Handheld or Card.
To delete applications from a card, the card must be seated in the
expansion card slot.
5. Tap the application that you want to remove.
6. Tap Delete.
7. Tap Yes.
8. Tap Done.
Removing Palm Desktop software
If you no longer want to use Palm Desktop software, you can remove
it from your computer.
To remove Palm Desktop software from a Windows computer:
1. From the Windows Start menu, choose Settings, and then choose
Control Panel.
2. Double-click the Add/Remove Programs icon.
3. Click the Change or Remove Programs button.
4. Select Palm Desktop.
5. Click Change/Remove.
6. Click Yes in the Confirm File Deletion box.
7. Click OK.
8. Click Close.
Note: You need to install the HotSync Manager from the installation
CD if you want to synchronize data with another PIM.

Page 52 Managing Your Applications
To remove Palm Desktop software from a Macintosh:
1. Locate the Palm Desktop Installer icon and double-click this icon.
2. From the Easy Install screen, choose Uninstall from the pop-up
menu.
3. Select the software you want to remove.
4. Click Uninstall.
5. Select the folder that contains your Palm Desktop software files.
6. Click Remove.
Note: This process removes only the application files. The data in
your Users folder remains untouched.
7. Restart your Macintosh.
Security
Your handheld comes with a Security application so that
unauthorized users cannot view the entries you wish to protect.
In Security, you can do the following:
■Lock and turn off your handheld so that it does not operate until
you enter the correct password.
■Mask all records that you mark as private so the information
appears greyed out.
■Hide all records that you mark as private so they do not appear on
any screen.
You can mask and hide private records with or without a password.
Without a password, private records are hidden or masked until you
set the Security application to show them. With a password, you must
enter the password to view the private entries. See “Making records
private” in Chapter 5 for information.
Assigning a password
You can assign a password to protect your private records and to lock
your handheld.
To assign a password:
1. Tap the Applications icon .
2. Tap the Security icon.

Chapter 3 Page 53
3. Tap the Password box.
4. Enter a password.
5. Enter a hint to help your remember your password if you forget it.
This is optional.
6. Tap OK.
7. Enter the same password a second time, and tap OK.
Changing or deleting a password
Once you define a password for your handheld, you can change or
delete it at any time. You must enter the current password before you
can change or delete it.
To change or delete your password:
1. Tap the Password box.
2. Enter the current password.
3. Tap OK.
Tap here
Tap here

Page 54 Managing Your Applications
4. Do one of the following:
To change the password and hint, enter the new password and
hint, and tap OK.
To remove the password, tap Unassign.
Locking your handheld
You can lock your handheld so that it cannot be operated until your
password is entered. In the event that your handheld is lost or stolen,
this helps protect your data from unauthorized use. You can set your
handheld to lock automatically, or you can lock it manually.
Locking your handheld automatically
You can set your handheld to lock automatically when any one of the
following occur:
■When you turn off the power
■At a time you specify
■After a period of inactivity you specify
To set your handheld to lock when you turn it off:
1. Tap the Applications icon .
2. Tap the Security icon.

Chapter 3 Page 55
3. Tap the Auto Lock Handheld box, and then enter your password.
4. Tap On power off.
5. Tap OK.
To set your handheld to lock at a preset time:
1. Tap the Applications icon .
2. Tap the Security icon.
3. Tap the Auto Lock Handheld box, and then enter your password.
4. Tap At a preset time, and then use the arrows to set the time.
5. Tap OK.

Page 56 Managing Your Applications
To set your handheld to lock after a period of inactivity:
1. Tap the Applications icon .
2. Tap the Security icon.
3. Tap the Auto Lock Handheld box, and then enter your password.
4. Tap After a preset delay.
5. Enter the inactive period, then select Minute(s) or Hour(s) from the
pick list.
6. Tap OK.
Important: If you lock your handheld, you must enter the exact
password to re-activate your handheld. If you forget the
password, your handheld will present the hint you have
entered to help you remember the password. If you still
cannot remember the password, you must perform a hard
reset to resume using your handheld. Performing a hard
reset deletes all the records in your handheld; however,
you can restore all synchronized data at the next HotSync
operation. See “Resetting your handheld” in Appendix A
for more information.
Tap to select Minutes or Hours
Enter the amount of time

Chapter 3 Page 57
Locking your handheld manually
You can turn off and lock your handheld manually.
To lock and turn off your handheld:
1. Tap the Applications icon .
2. Tap the Security icon.
3. Tap Lock & Turn Off.
4. Tap Off & Lock.
5. To start your handheld, turn it on and then enter the password.
Recovering from a forgotten password
If you forget your password, your handheld will display the password
hint, if you entered one, to help you remember the password. If you
are still unable to remember the password, you can delete it from your
handheld. Deleting a forgotten password also deletes all entries and
files marked as Private.
Important: If you synchronize with your computer before deleting a
forgotten password, your handheld restores your private
entries the next time you perform a HotSync operation,
but it does not restore the password.
To delete a forgotten password:
1. Tap Lost Password.
2. Tap Yes.
Tap Lock
and Turn
Off

Page 58 Managing Your Applications

Chapter 4 Page 59
Chapter 4
Using Expansion Features
Your handheld provides an expansion card slot that enables you to
add additional software applications and memory. You can also use a
special kind of expansion card that allows you to back up your data
when it is inconvenient to perform a HotSync® operation.
Note: Battery life may vary depending on the expansion cards used.
Your handheld is also equipped with a universal connector so that
you can easily attach and use peripheral hardware devices, such as a
modem, portable keyboard, or a Global Positioning System (GPS)
receiver. For information about the installation and operation of
hardware devices, please refer to the documentation that accompanies
each device.
Inserting an expansion card
1. Hold your handheld securely.
2. Insert the card into the expansion card slot, following the direction
indicated by the expansion card icon on the back panel of your
handheld.
3. Use your thumb to push the card into the expansion slot. When
you feel the card lock and hear the audible system sound, the card
is properly seated within the slot.
Card icon

Page 60 Using Expansion Features
Removing an expansion card
1. Hold your handheld securely.
2. Use your thumb to push against the top of the card, as if you were
pushing it further into the slot. The expansion card slot releases the
card, and your handheld makes an audible system sound.
3. Once the slot has released the card, gently remove the card from
the expansion card slot.
Note: Your handheld comes with a dummy card seated within
the expansion card slot. To prevent debris from entering
and damaging the slot, we suggest that you leave the
dummy card seated when you are not using an expansion
card.
Opening expansion card applications
When an expansion card is properly seated in the expansion card slot,
the Applications Launcher switches to the card and displays its
contents. The pick list in the upper-right corner of the screen displays
the name of the card.
To open an application on an expansion card:
■Tap the icon of the application that you want to open.

Chapter 4 Page 61
Switching between your handheld and an
expansion card
When you use an expansion card, your handheld creates and displays
a new category that matches the name of the expansion card. You can
easily switch between applications installed on your handheld and on
the expansion card.
To switch to an expansion card:
1. Tap the pick list in the upper-right corner.
2. Tap the category item that matches the name of the expansion card.
Copying applications to an
expansion card
You can copy applications from your handheld to an expansion card,
or from an expansion card to your handheld.
To copy an application to an expansion card:
1. Tap the Applications icon .
2. Tap the Menu icon .

Page 62 Using Expansion Features
3. Tap App, and then tap Copy.
4. Select the card name from the Copy To pick list.
5. Select Handheld from the From pick list.
6. Tap an application to copy.
7. Tap Copy.
8. Tap Done.
Note: You can install applications to a card that is seated in the
expansion card slot during a HotSync operation; see
“Installing add-on applications” in Chapter 3 for details.
Also, you can beam applications from expansion cards; see
See “Beaming information” in Chapter 5 for details.
Note: If you copy applications between your handheld and
multiple expansion cards, and then attach a card with a
copied application to a Card Reader/Writer, you may
notice that the copied application’s filename has been
changed to the name of a database file it contains. You will
only see this if you use your cards with a Card Reader/
Writer.
Deleting applications from an
expansion card
To delete applications from an expansion card:
1. Tap the Applications icon .
2. Tap the Menu icon .
3. Tap App, and then tap Delete.

Chapter 4 Page 63
4. Tap the card name from the Delete From pick list.
5. Tap an application to delete from the expansion card.
6. Tap Delete.
7. Tap Done.
Card Info
Card Info lets you review general information about a
resident card and its contents, rename a card, and format a
card.
Reviewing card information
1. Tap the Applications icon .
2. Tap the Card Info icon .
3. Review Card name, Type, and Size.
4. Review card contents summarized by directory.
Review card information
Review summarized
card contents

Page 64 Using Expansion Features
Renaming a card
1. Tap the Applications icon .
2. Tap the Card Info icon .
3. Tap the Menu icon.
4. Tap Card, and then tap Rename Card.
5. Enter the new name for the card.
6. Tap Rename.
Formatting a card
Formatting a card destroys all its data and prepares it to accept new
applications and data.
1. Tap the Applications icon .
2. Tap the Card Info icon .
3. Tap the Menu icon.
4. Tap Card, and then tap Format Card.
5. Tap OK.
Card Info menus
Card Info menus are shown here for your reference, and Card Info
features that are not explained elsewhere in this book are described
here.
See “Using menus” in Chapter 1 for information about choosing menu
commands.

Chapter 4 Page 65
Card menus
Help Provides help text.
About Card
Info
Shows version information for Card Info.

Page 66 Using Expansion Features

Chapter 5 Page 67
Chapter 5
Using Your Basic
Applications
Your handheld includes these basic applications:
■Date Book
■Address Book
■To Do List
■Note Pad
■Memo Pad
■Clock
■Calculator
This chapter is divided into three sections:
■“Overview of basic applications” briefly describes each application
and explains how to open it.
■“Common tasks”gives instructions on how to do tasks that you can
do in most or all of the basic applications. It’s easy to transfer what
you learn in one application to the others because the structure and
behavior of all the applications are quite similar.
■“Application-specific tasks” is organized by application and gives
instructions on how to perform tasks that are specific to each
application.
Overview of basic applications
Date Book
Date Book lets you quickly and easily schedule appointments
or any kind of activity associated with a time and date.
In Date Book, you can do the following:
■Enter a description of your appointment and assign it to a specific
time and date.
■Display a chart of your appointments for an entire week. The Week
View makes it easy to spot available times and any potential
scheduling overlaps or conflicts.

Page 68 Using Your Basic Applications
■Display a monthly calendar to quickly spot days where you have
morning, lunch, or afternoon appointments.
■Display an agenda showing appointments, untimed events, and
your To Do items for the day.
■Set an alarm to notify you of the scheduled activity.
■Create reminders for events that are based on a particular date,
rather than time of day. Birthdays and anniversaries are easy to
track with your handheld.
■Attach notes to individual events for a description or clarification
of the entry in your Date Book.
To open Date Book:
■Press the Date Book application button on the front panel of your
handheld. Date Book opens to today’s schedule.
Note: Press the Date Book application button repeatedly to cycle
through the Day, Week, Month and Agenda views.
Address Book
Address Book enables you to keep names, addresses, phone
numbers, and other information about your personal or
business contacts.
In Address Book, you can do the following:
■Quickly look up or enter names, addresses, phone numbers, and
other information.
■Enter up to five phone numbers (home, work, fax, mobile, etc.) or
e-mail addresses for each name.
■Define which phone number appears in the Address list for each
Address Book entry.
■Attach a note to each Address Book entry, in which you can enter
additional information about the entry.
Date Book button

Chapter 5 Page 69
■Assign Address Book entries to categories so that you can organize
and view them in logical groups.
■Create your own digital business card that you can beam to other
Palm OS® handhelds.
To open Address Book:
■Press the Address Book application button on the front panel of
your handheld. Address Book opens to display the list of all your
records.
Note: Press the Address Book application button repeatedly to cycle
through the categories in which you have records. Press and
hold the Address Book application button to instantly beam
your business card to another Palm OS handheld.
To Do List
To Do List is a convenient place to create reminders and
prioritize the things that you have to do.
In To Do List, you can do the following:
■Make a quick and convenient list of things to do.
■Assign a priority level to each task.
■Assign a due date for any or all of your To Do List items.
■Assign To Do List items to categories so that you can organize and
view them in logical groups.
■Sort your To Do List items either by due date, priority level, or
category.
■Attach notes to individual To Do List items for a description or
clarification of the task.
Address Book button

Page 70 Using Your Basic Applications
To open To Do List:
■Press the To Do List application button on the front panel of your
handheld. To Do List opens to display the category of items you
last viewed.
Note: Press the To Do List application button repeatedly to cycle
through the categories in which you have items.
Note Pad
Note Pad provides a place to take notes in your own
handwriting. You can use Note Pad to do everything you
might do with a piece of paper and a pencil.
In Note Pad, you can do the following:
■Take notes, draw a sketch, or write any kind of message directly on
your handheld screen. Later, you can enter this information into
other applications.
■Set an alarm to use your notes as reminder messages.
■Assign notes to categories so that you can organize and view them
in logical groups.
■Copy and paste notes into popular computer applications like
Microsoft Word using Palm™ Desktop software and HotSync®
technology.
To open Note Pad:
■Press the Note Pad application button on the front panel of your
handheld. Note Pad opens a new note so that you can begin
writing immediately.
To Do List button

Chapter 5 Page 71
Note: Press the Note Pad application button repeatedly to cycle
through the categories in which you have items.
Memo Pad
Memo Pad provides a place to take notes that are not associated
with records in Date Book, Address Book, or To Do List.
In Memo Pad, you can do the following:
■Use Graffiti® characters to store memos, lists, or any other text
message on your handheld.
■Drag and drop memos into popular computer applications like
Microsoft Word when you synchronize using Palm Desktop
software and HotSync technology.
■Assign memos to categories so that you can organize and view
them in logical groups.
■Write down phone numbers and other types of information. Later,
you can copy and paste this information to other applications.
To open Memo Pad:
1. Tap the Applications icon .
2. Tap the Memo Pad icon .
Calculator
Calculator enables you to perform addition, subtraction,
multiplication, division, and square root operations.
In Calculator, you can do the following:
■Perform basic calculations.
■Store and retrieve values.
■Display the last series of calculations, which is useful for
confirming a series of “chain” calculations.
Note Pad button

Page 72 Using Your Basic Applications
To open Calculator:
■Tap the Calculator icon next to the Graffiti writing area.
Clock
Clock enables you to view the current time and date and to set
an alarm.
In Clock, you can do the following:
■View the current time and date.
■Open a preferences screen where you can set the time and date for
all the applications on your handheld.
■Set an alarm.
To open Clock:
1. Tap the Applications icon .
2. Tap the Clock icon .
Tip: You can also tap the clock icon in the upper-left corner of the
Graffiti writing area to open clock.
Common tasks
The tasks described in this section use the term “records” to refer to an
individual item in any of the applications: a single Date Book event,
Address Book entry, To Do List item, Note Pad note, or Memo Pad
memo.
Creating records
You can use the following procedure to create a new record in Date
Book, Address Book, To Do List, Note Pad, and Memo Pad.
To create a record:
1. Select the application in which you want to create a record.
2. Tap New.
Calculator
icon

Chapter 5 Page 73
3. In Date Book only: Select start and end times for your appointment
and tap OK.
4. Enter text for the record.
5. (Optional) To select attributes for the record:
– In Date Book, Address Book, To Do List, and Memo Pad, tap
Details.
– In Note Pad, tap the Menu icon , and then tap Options and
Details.
6. In Address Book, Note Pad, and Memo Pad only: Tap Done.
There’s no need to save the record because your handheld saves it
automatically.
Editing records
After you create a record, you can change, delete, or enter new text at
any time. Two screen features tell you when your handheld is in
editing mode:
■A blinking cursor
■One or more dotted edit lines
Note: In Note Pad you can write anywhere on the screen. So, you
will not see an edit line or blinking cursor.
Entering text
For information on how to enter text using Graffiti writing, the
onscreen keyboard, or the keyboard attached to your computer, see
Chapter 2. For information on entering text in Note Pad, see “Note
Pad” later in this chapter.
Edit line
Blinking cursor

Page 74 Using Your Basic Applications
Edit menu
The Edit menu is available with any screen where you enter or edit
text. In general, commands available in the Edit menu apply to text
that you select in an application.
To select text in an application:
1. Tap the beginning of the text that you want to select.
2. Drag the stylus over the text to highlight it (in black).
Note: You can also double tap to select a word, or triple tap to
select a line of text.
You can also drag across the text to select additional words,
or drag down to select a group of lines.
The following commands may appear in an Edit menu:
Undo Reverses the action of the last edit command. For
example, if you used Cut to remove text, Undo
restores the text you removed. Undo also
reverses deletions done by using backspace.
When the drawing area is selected in Note Pad,
Undo erases the last line drawn.
Clear Note Erases the drawing from a note in Note Pad.
Clear Note appears in the Edit menu only when
the drawing area is selected.
Cut Removes the selected text and stores it
temporarily in the memory of your handheld.
You can paste the text you cut into another area
of the current application or into a different
application.
Copy Copies the selected text and stores it
temporarily in the memory of your handheld.
You can paste the text that you copy into
another area of the current application or into a
different application.
Paste Inserts the text that you cut or copied at the
selected point in a record. The text you paste
replaces any selected text. If you did not
previously cut or copy text, Paste does nothing.

Chapter 5 Page 75
Deleting records
To delete a record:
1. Select the record you want to delete.
2. Tap the Menu icon .
3. Tap Record, and then tap the Delete command:
Date Book: Delete Event
Address Book: Delete Address
To Do List: Delete Item
Note Pad: Delete Note
Memo Pad: Delete Memo
A confirmation dialog box appears. If you want to save a copy of
the deleted item to an archive file in Palm Desktop software, be
sure that the check box is checked. If you don’t want to save a copy,
tap the check box to remove the check. (The archive check box does
not appear in Note Pad because you can’t archive Note Pad notes.)
4. Tap OK.
If you choose to save a copy of the selected item, your handheld
transfers it to the archive file on your desktop the next time you
perform a HotSync operation.
Other ways to delete records
You can also delete records in the following ways:
■In Date Book, Address Book, To Do List, and Memo Pad, open the
Details dialog box for the record, tap Delete, and then tap OK.
■In Note Pad, open the note you want to delete, and then tap Delete.
■Delete the text of the record.
Select All Selects all of the text in the current record or
screen. This enables you to cut or copy all of the
text and paste it elsewhere.
Keyboard Opens the onscreen keyboard. When you finish
with the onscreen keyboard, tap Done.
Graffiti Help Opens screens that show all the Graffiti
character strokes. Use this command anytime
you forget a stroke for a character.

Page 76 Using Your Basic Applications
Note: In Date Book, you can choose to delete the text of the current
repeating event, current and future events, or all instances of
that event.
Purging records
Over time, as you use Date Book and To Do List, you’ll accumulate
records in these applications that have outlived their usefulness. For
example, events that occurred months ago remain in the Date Book,
and To Do List items that you marked as completed remain in the list.
All these outdated records take up memory on your handheld, so it’s
a good idea to remove them by using Purge. If you think Date Book or
To Do List records might prove useful later, you can purge them from
your handheld and save them in an archive file on your computer.
Purging is not available in Address Book, Note Pad, or Memo Pad;
you must delete outdated records manually from these applications.
To purge records:
1. Open the application.
2. Tap the Menu icon .
3. Tap Record, and then tap Purge.
A confirmation dialog box appears.
Date Book: Tap the pick list and select how old a record must be to
be purged. Purge deletes repeating events if the last of the series
ends before the date that you purge records.
Date Book, To Do List: If you want to save a copy of the purged
records to an archive file on your desktop, be sure that the check
box is checked. If you don’t want to save a copy, tap the check box
to remove the check box.
4. Tap OK.
If you chose to save a copy of the purged records, your handheld
transfers them to an archive file on your desktop the next time you
perform a HotSync operation.
Note: Purging does not happen automatically. You must tap the
command to make it happen.

Chapter 5 Page 77
Exchanging and updating data: HotSync
operations
The HotSync process automatically synchronizes — that is, exchanges
and updates — data between your handheld and Palm Desktop
software. Changes you make on your handheld or Palm Desktop
software appear in both places after a HotSync operation. HotSync
technology synchronizes only the needed portions of files, thus
reducing synchronization time.
You can synchronize your data either directly or indirectly. Direct
methods include connecting your handheld to the cradle/cable
attached to your computer, or using infrared communications. An
indirect method is using a modem. See Chapter 6 for information
about performing HotSync operations via a modem or IR port.
Performing a HotSync operation for the first time:
Windows
The first time you synchronize your data, you need to enter user
information on Palm Desktop software. After you enter this
information and synchronize, the HotSync Manager recognizes your
handheld and doesn’t ask for this information again.
If you are a System Administrator preparing several handhelds for a
group of users, you may want to create a user profile. See “Creating a
user profile” in Chapter 6 before performing the following steps.
Important: You must perform your first HotSync operation with a
local, direct connection, or with infrared communication,
rather than using a modem.
The following steps assume that you have already installed Palm
Desktop software. If you have not installed this software, see
“Installing Palm Desktop software” in Chapter 1 for instructions.

Page 78 Using Your Basic Applications
To perform a local HotSync operation on a Windows computer:
1. Connect your handheld to the cradle/cable.
2. If the HotSync Manager is not running, start it: On the Windows
desktop, click Start, and then choose Programs. Navigate to the
Palm Desktop software program group and choose HotSync
Manager. Alternatively, you can start the Palm Desktop software
which automatically opens the HotSync Manager.
3. Press the HotSync button ™ on the cradle/cable.
Shown with a cradle.
Some models use a
cable in place of the
cradle.
HotSync
button

Chapter 5 Page 79
Important: The first time you perform a HotSync operation, you
must enter a user name in the New User dialog box
and click OK. Every handheld should have a unique
name. To prevent loss of a user’s records, never try to
synchronize more than one handheld to the same user
name.
The HotSync Progress dialog box appears and synchronization
begins.
4. Wait for a message on your handheld indicating that the process is
complete.
After the HotSync process is complete, you can remove your
handheld from the cradle/cable.
Tip: Gently rock your handheld forward in the cradle and then
lift it to remove.
Performing a HotSync operation for the first time:
Macintosh
When you installed Palm Desktop software, you entered a user name.
This user name is the connection between your handheld and your
Macintosh.
The first time you perform a HotSync operation the Palm Desktop
software:
■Adds a user name to your handheld.
■Creates a folder for the user name in the Users folder inside the
Palm folder. For example, if you entered Jane Garcia as your user
name, a folder called Jane Garcia is created in the Users folder.

Page 80 Using Your Basic Applications
■Creates a file named User Data in your user name folder.
Note: User names appear in the User pop-up on the right side of the
toolbar. You can change users by selecting a new name in the
pop-up menu.
Each subsequent time you perform a HotSync operation, HotSync
Manager reads the user name from your handheld and synchronizes
the data in the folder of the same name.
Note: Be sure you select the correct user name from the User pop-up
before entering data on Palm Desktop or performing a
HotSync operation.
If you are a System Administrator preparing several handhelds for a
group of users, you may want to create a user profile. See “Creating a
user profile” in Chapter 6 before performing the following steps.
Important: You must perform your first HotSync operation with a
local, direct connection, or with infrared communication.
The following steps assume that you have already installed Palm
Desktop software. See “Palm Desktop software” in Chapter 1 if you
have not installed this software.
To perform a local HotSync operation on a Macintosh:
1. Connect your handheld to the cradle/cable.

Chapter 5 Page 81
2. Make sure HotSync Manager is enabled: Double-click the HotSync
Manager icon in the Palm folder. Click the HotSync Controls tab
and make sure the Enabled option is selected.
3. Press the HotSync button on the cradle/cable.
The HotSync Progress dialog box appears followed by the Select
User dialog box.
4. In the Select User dialog box, select the user name you entered
when you installed the Palm Desktop software, and click OK.
Shown with a cradle.
Some models use a
cable in place of the
cradle.
HotSync
button

Page 82 Using Your Basic Applications
The HotSync Progress dialog box reappears and synchronization
begins.
5. Wait for a message on your handheld indicating that the process is
complete.
After the HotSync process is complete, you can remove your
handheld from the cradle/cable.
Tip: Gently rock your handheld forward in the cradle and then
lift it to remove.
Beaming information
Your handheld is equipped with an IR (infrared) port that you can use
to beam information to another Palm OS handheld that’s close by and
also has an IR port. The IR port is located at the top of the handheld,
behind the small dark shield.
You can beam the following information between Palm OS handhelds:
■The record currently displayed in Date Book, Address Book, To Do
List, Note Pad, or Memo Pad
■All records of the category currently displayed in Address Book,
To Do List, Note Pad, or Memo Pad
■A special Address Book record that you designate as your business
card, containing information you want to exchange with business
contacts
■An application installed in RAM memory
■An application installed on an expansion card that is seated in the
card slot
Note: You can also perform HotSync operations using the IR port.
See “IR HotSync operations” in Chapter 6 for more details.

Chapter 5 Page 83
To select a business card:
1. Create an Address Book record that contains the information you
want on your business card.
2. Tap the Menu icon .
3. Tap Record, and then tap Select Business Card.
4. Tap Yes.
To beam a record, business card, or category of records:
1. Locate the record, business card, or category you want to beam.
2. Tap the Menu icon .
3. Tap Record, and then tap one of the following:
The Beam command for an individual record
In Address Book only: Beam Business Card
Beam Category
Tip: You can also beam a business card by holding down the
Address Book application button until the Beam Status
dialog box appears.
4. When the Beam Status dialog box appears, point the IR port
directly at the IR port of the receiving handheld.
Tip: For best results, handhelds should be between 10
centimeters (approximately 4 inches) and 1 meter
(approximately 39 inches) apart, and the path between the
two handhelds must be clear of obstacles. Beaming distance
to other Palm OS handhelds may be different.
5. Wait for the Beam Status dialog box to indicate that the transfer is
complete before you continue working on your handheld.
To beam an application:
1. Open the Applications Launcher.
2. Tap the Menu icon .
3. Tap App, and then tap Beam.
4. Select either Handheld or Card from the Beam From pick list.

Page 84 Using Your Basic Applications
5. Tap the application you want to transfer.
Note: Some applications are copy-protected and cannot be
beamed. These are listed with a lock icon next to them.
6. Tap Beam.
7. When the Beam Status dialog box appears, point the IR port
directly at the IR port of the receiving handheld.
8. Wait for the Beam Status dialog box to indicate that the transfer is
complete before you continue working on your handheld.
To receive beamed information:
1. Turn on your handheld.
2. Point the IR port directly at the IR port of the transmitting
handheld to open the Beam dialog box.
3. Select a category for the incoming information, create a new
category, or leave the information unfiled.
4. Tap Yes.
Tips on beaming information
■You can set the full-screen pen stroke to beam the current entry.
See “Pen preferences” in Chapter 7 for more information.
■You can draw the Graffiti Command stroke to activate the
Command toolbar, and then tap the beam icon.
You can use the Graffiti Command stroke “/ B” to beam the current
entry.
Categorizing records
Categorize records in the Address Book, To Do List, Note Pad, and
Memo Pad applications so that they are grouped logically and are
easy to review. (You can also categorize applications. See “Using the
Applications Launcher” in Chapter 3 for more information.)

Chapter 5 Page 85
When you create a record, your handheld automatically places it in
the category that is currently displayed. If the category is All, your
handheld assigns it to the Unfiled category. You can leave an entry as
Unfiled or assign it to a category at any time.
System-defined and user-defined categories
By default, your handheld includes system-defined categories, such as
All and Unfiled, and user-defined categories, such as Business and
Personal.
You cannot modify the system-defined categories, but you can
rename and delete the user-defined categories. In addition, you can
create your own user-defined categories. You can have a maximum of
15 user-defined categories in each application.
Note: When you have an expansion card properly seated in the
expansion card slot, the last item in the category pick list will
be the name of the expansion card. You cannot otherwise
categorize applications that reside on an expansion card.
Address Book contains the QuickList user-defined category, in which
you can store the names, addresses, and phone numbers you might
need in emergencies (doctor, fire department, lawyer, etc.).
Note: The illustrations in this section come from Address Book, but
you can use these procedures in all the applications in which
categories are available.
To move a record into a category:
1. Select the record you want to categorize.
2. In Address Book only: Tap Edit.
In Note Pad only: Tap the Menu icon , and then tap Options.
3. Tap Details.
4. Tap the Category pick list to display the list of available categories.
5. Select the category for the record.
6. Tap OK.

Page 86 Using Your Basic Applications
Note: In Address Book, Note Pad, and Memo Pad you can tap the
category name in the upper-right corner of the screen and
select a new category for the item.
To display a category of records:
1. Tap the category pick list in the upper-right corner of the list
screen.
Note: In the Date Book Agenda view, the pick list is in the upper-
right corner of the To Do list.
2. Select the category you want to view.
The list screen now displays only the records assigned to that
category.
Tip: Pressing an application button on the front panel of the
handheld toggles through all the categories of that
application.
To define a new category:
1. Tap the category pick list in the upper-right corner of the list
screen.
Tap here

Chapter 5 Page 87
2. Tap Edit Categories.
3. Tap New.
4. Enter the name of the new category, and then tap OK.
5. Tap OK.
You can assign any of your records to the new category.
To rename a category:
1. Tap the category pick list in the upper-right corner of the list
screen.
2. Tap Edit Categories.
3. Select the category that you want to rename, and then tap Rename.
Tap here

Page 88 Using Your Basic Applications
4. Enter the new name for the category, and then tap OK.
5. Tap OK.
Tip: You can group the records in two or more categories into one
category by giving the categories the same name. For
example, if you change the name of the Personal category to
Business, all records formerly in the Personal category
appear in the Business category.
Finding information
Your handheld offers several ways to find information quickly:
■All applications that reside on your handheld: Find locates any text
that you specify, always starting with the current application.
Note: Find does not search through applications on expansion
cards.
■Date Book, To Do List, Memo Pad: Phone Lookup displays the
Address list screen and lets you add the information that appears
in this list to a record.
■Address Book: The Look Up line lets you enter the first letters of a
name to scroll immediately to that name.
Looking up Address Book records
When working with Address Book, the scroll button on the front panel
of the handheld makes it easy to navigate among your address entries.

Chapter 5 Page 89
■In the Address list screen, the scroll button moves up or down an
entire screen of records. If you hold down the scroll button, you
accelerate the scrolling and display every third screen.
■In the Address view screen, the scroll button moves to the previous
or next address record.
You can also use the Address list Look Up feature to quickly scroll to
any of your Address Book entries.
To look up an Address Book record:
1. Display the Address list screen.
2. Enter the first letter of the name you want to find.
The list scrolls to the first entry that begins with that letter. If you
write another letter, the list scrolls to the first entry that starts with
those two letters. For example, writing an “s” scrolls to “Sands,”
and writing “sm” scrolls further to “Smith.” If you sort the list by
company name, the Look Up feature scrolls to the first letter of the
company name.
3. Tap the record to view its contents.
Using Find
You can use Find to locate any text that you specify, in any application
that resides on your handheld. Find does not search applications that
reside on an expansion card.
To use Find:
1. Tap the Find icon .
Tip: If you select text in an application before you tap Find, the
selected text automatically appears in the Find dialog box.
2. Enter the text that you want to find.
Look Up line

Page 90 Using Your Basic Applications
Find is not case-sensitive. For example, searching for the name
“davidson” also finds “Davidson.”
Find locates any words that begin with the text you enter. For
example, searching for “plane” finds “planet,” but not “airplane.”
3. Tap OK.
Find searches for the text in all records and all notes.
As your handheld searches for the text, you can tap Stop at any
time. You may want to do this if the entry you want appears before
your handheld finishes the search. To continue the search after you
tap Stop, tap Find More.
4. Tap the text that you want to review.
Using Phone Lookup
Phone Lookup displays the Address list screen and lets you add the
information that appears in this list to a record.
To use Phone Lookup:
1. Display the record in which you want to insert a phone number.
The record can be in Date Book, To Do List, or Memo Pad.
2. Tap the Menu icon .
3. Tap Options, and then tap Phone Lookup.
4. Begin to spell the last name of the name you want to find.
The list scrolls to the first record in the list that starts with the first
letter you enter. Continue to spell the name you’re looking for, or
when you see the name, tap it.

Chapter 5 Page 91
5. Tap Add.
The name you selected, along with the other information associated
with it, is pasted into the record you selected in step 1.
Phone Lookup tips
Write the Graffiti Command stroke “/L” to activate the Phone Lookup
feature. You can also activate it in the following circumstances:
■While entering text: For example, to insert the full name and phone
number for someone with the last name “Williams,” write the
Graffiti characters for “Wi” and then the Phone Lookup Command
stroke “/L.”
Assuming you have only one Address Book record that begins
with “Wi,” your handheld inserts the full name “Fred Williams”
(and its associated information). If you have more than one name
that begins with “Wi,” the Phone Lookup screen appears and
highlights the first record that begins with “Wi.”
■For selected text: Drag to highlight the text, and then write the
Phone Lookup Command stroke “/L.” Your handheld replaces the
selected text and adds the name and its associated information.
Sorting lists of records
You can sort lists of records in various ways, depending on the
application. Sorting is available in applications that have list screens:
Address Book, To Do List, and Memo Pad.
Note: You can also assign records to categories. See “Categorizing
records”earlier in this chapter.

Page 92 Using Your Basic Applications
To sort records in To Do List:
1. Open the application to display the list screen.
2. Tap Show.
3. Tap the Sort by pick list and select an option.
4. Tap OK.
To sort records in Address Book, Note Pad, and Memo Pad:
1. Open the application.
2. In Note Pad only: Tap Done to display the list screen.
3. Tap the Menu icon .
4. Tap Options, and then tap Preferences.
Address Book:
Note Pad:
Memo Pad:
5. Do one of the following:
Address Book: Tap the setting you want.
Note Pad: Tap the Sort by pick list and select Alphabetic, Date, or
Manual.
Memo Pad: Tap the Sort by pick list and select Alphabetic or
Manual.

Chapter 5 Page 93
6. Tap OK.
To sort the Note Pad or Memo list manually, tap and drag a memo or
note to a new location in the list.
Note: To make the list of your memos appear in Palm Desktop
software as you manually sorted it on your handheld, open
Memo Pad in Palm Desktop software and click List by. Then
select Order on handheld.
Making records private
You can make individual records private. Private records remain
visible and accessible, however, until you select the Security setting to
hide or mask all private records. See “Security” in Chapter 3 for more
information.
Hiding or masking private records
You can hide or mask all records that you mark as private. Masked
records appear as grey placeholders in the same position they would
appear if they were not masked, and are marked with a lock icon.
Hidden records disappear completely from the screen. If you define a
password for your handheld, you must enter it to display private
records.

Page 94 Using Your Basic Applications
To hide all private records:
1. Tap the Applications icon .
2. Tap Security.
3. Tap the Current Privacy pick list and select Hide Records.
4. Tap OK to confirm that you want to hide private records.
To mask all private records:
1. Tap the Applications icon .
2. Tap Security.
3. Tap the Current Privacy pick list and select Mask Records.
4. Tap OK to confirm that you want to mask private records.
Tap Hide
Records
Tap Mask
Records

Chapter 5 Page 95
To display all private records:
1. Do one of the following:
Tap the Applications icon , tap Security, then tap the Current
Privacy pick list and select Show Records.
If you do not have a password, hidden and masked records
become visible.
If you have a password, the Show Private Records dialog box
appears. Go to step 2.
2. Enter your password, and then tap OK.
To unmask individual records:
1. Tap a masked record.
2. Do one of the following:
If you do not have a password, a masked record becomes visible.
If you have a password, the Show Private Records dialog box
appears. Go to step 3.
3. Enter your password, and then tap OK.
To make a record private:
1. Display the entry that you want to make private.
2. In Note Pad only: Tap the Menu icon , and then tap Options.
3. Tap Details.
4. Tap the Private check box to select it.
5. Tap OK.
Tap
Show
Records

Page 96 Using Your Basic Applications
Attaching notes
In applications except Memo Pad and Note Pad, you can attach a note
to a record. A note can be up to several thousand characters long. For
example, for an appointment in Date Book, you can attach a note with
directions to the location.
To attach a note to a record:
1. Display the entry to which you want to add a note.
2. In Address Book only: Tap Edit.
3. Tap Details.
4. Tap Note.
5. Enter your note.
6. Tap Done.
A small note icon appears at the right side of any item that has a note.
To review or edit a note:
■Tap the Note icon .
To delete a note:
1. Tap the Note icon .
2. Tap Delete.
3. Tap Yes.
Choosing fonts
In all basic applications, you can change the font style to make text
easier to read. You can choose a different font style for each
application.
Note icon

Chapter 5 Page 97
To change the font style:
1. Open an application.
2. Tap the Menu icon .
3. Tap Options, and then tap Font.
4. Tap the font style you want to use.
5. Tap OK.
Small font Large font
Bold font
Tap here for small font
Tap here for large font
Tap here for bold font

Page 98 Using Your Basic Applications
Reviewing Reminders
You can set alarms to notify you of appointments, notes, and alarms
in Date Book, Note Pad, and Clock. When an alarm occurs, your
handheld displays a reminder message. If you tap Snooze in response
to an alarm message, your handheld reminds you of the alarm again
in five minutes. The Reminder screen displays alarms that await
attention.
To respond to reminders, do one of the following:
1. Select an item’s check box to clear the item.
2. Tap an item (either the icon or the text description) to open the
application where the alarm was set. The application opens to the
entry associated with the alarm.
3. Tap Done to close the reminder list and return to the current
screen. An attention indicator will blink in the upper-left corner of
the screen; tap it to view the reminder list again.
4. Tap Snooze to see the list again in five minutes.
5. Tap Clear All to dismiss all reminders in the list.
Note: If you tap Done or Snooze and view the reminder list later, the
current time displays in the Reminder bar and the original
alarm time displays with each list item.

Chapter 5 Page 99
Application-specific tasks
Date Book
When you open Date Book, the screen shows the current date and a
list of times for a normal business day.
Scheduling an event
A record in Date Book is called an “event.” An event can be any kind
of activity that you associate with a day. You can enter a new event on
any of the available time lines.
When you schedule an event, its description appears on the time line,
and its duration is automatically set to one hour. You can easily
change the start time and duration for any event.
Note: It’s possible to schedule events that overlap, but Date Book
makes it easy to find such conflicts. See “Spotting event
conflicts” later in this chapter.
You can also schedule events in your Date Book that occur on a
particular date but have no specific start or end times, such as
birthdays, holidays, and anniversaries. These are referred to as
“untimed events.” Untimed events appear at the top of the list of
times, marked with a diamond. You can have more than one untimed
event on a particular date.
You can also schedule a repeating event, such as a weekly meeting,
and continuous events, such as a three-day conference or a vacation.
To schedule an event for the current day:
1. Tap the time line that corresponds to the beginning of the event.
Tap a
time line
Enter event
Time bar
shows
duration

Page 100 Using Your Basic Applications
2. Enter a description of the event. You can enter up to 255 characters.
3. If the event is one hour long, skip to step 5. If the event is longer or
shorter than an hour, tap the time of the event to open the Set Time
dialog box.
Tip: You can also open the Set Time dialog (to select a start time)
by making sure no event is selected, and then writing a
number on the number side of the Graffiti writing area.
4. Do one of the following:
Tap the time columns on the right side of the Set Time dialog to set
the Start Time, then tap the End Time box and tap the time columns
to set the End Time.
Tap All Day to automatically insert the start and end time of the
event as defined in your Date Book preferences.
5. Tap OK.
Tap the
time of
an event
Start Time
highlighted
Tap to scroll to
earlier hours
Tap to scroll
to later hours
Tap to change
hours
Tap to change
minutes
Tap to automatically
fill the start and end
times

Chapter 5 Page 101
6. Tap a blank area of the screen to deselect the event. A vertical line
appears next to the time, indicating the duration of the event.
Note: If an event has the same start and end time, the time is only
displayed once.
To schedule an event for another day:
1. Select the date you want for the event by doing one of the
following:
– Tap the day of the week that you want in the date bar at the top
of the screen. If necessary, tap the Previous week or Next week
scroll arrows to move to another week.
Tip: You can also use the scroll button on the front panel of your
handheld to move forward or backward one day at a time.
– Tap Go To at the bottom of the screen to open the Go to Date
dialog box. Select a date by tapping a year, month, and day in
the calendar.
Tip: In the Go to Date dialog box, you can also use the scroll
button on the front panel of the handheld to move forward
or backward one month at a time.
2. After you locate the date, follow the steps for scheduling an event
for the current day.
Previous
week
Next
week
Tap to select a day
of the current week
Previous year Next year
Tap to select
current date
Tap to select a
month
Tap to select a
day

Page 102 Using Your Basic Applications
To schedule an untimed event:
1. Select the date that you want for the event as described in “To
schedule an event for another day.”
2. Tap New.
3. Tap No Time, so that no start or end times are defined for the new
event.
Tip: You can also create a new untimed event by making sure no
event is selected and then writing letters in the Graffiti
writing area.
4. Enter a description of the event.
5. Tap a blank area on the screen to deselect the untimed event.
Note: If you create an event and decide later that there is no
particular start or end time, you can easily change it to an
untimed event. Tap the time of the event in the Date Book
screen, tap No Time, and then tap OK.
No time
selected
New
untimed
event

Chapter 5 Page 103
Rescheduling an event
You can easily make changes to your schedule with your handheld.
To reschedule an event:
1. Tap the event you want to reschedule.
2. Tap Details.
3. To change the time, tap the Time box and select a new time.
4. To change the date, tap the Date box and select a new date.
5. Tap OK.
Setting an alarm for an event
The Alarm setting enables you to set an alarm for events in your Date
Book. You can set an alarm to notify you minutes, hours, or days
before an event. The default Alarm setting is 5 minutes before the time
of the event, but you can change this to any number of minutes, hours,
or days.
When you set an alarm, this icon appears to the far right of the
event with the alarm. When the alarm occurs, a reminder message also
appears onscreen.
To set an alarm for an event:
1. Tap the event to which you want to assign an alarm.
2. Tap Details.
3. Tap the Alarm check box to select it.
The default setting, 5 Minutes, appears.
4. Tap the pick list to select Minutes, Hours, or Days.
5. Select the 5 and enter any number from 0 to 99 (inclusive) as the
number of time units.
6. Tap OK.
Tap here to
select unit of time
Enter number of
time units here

Page 104 Using Your Basic Applications
7. When the reminder message appears on screen, do one of the
following:
Tap OK to permanently dismiss the reminder and return to the
current screen.
Tap Snooze to dismiss the reminder and return to the current
screen. The reminder message appears again five minutes after
you tap Snooze, and an attention indicator blinks in the upper-left
corner of the screen to remind you of the pending alarm.
Tap Go To to open Date Book. Date Book will open and display the
event associated with the alarm.
Alarm for untimed events: You can set a silent alarm for an untimed
event. In this case, the alarm triggers at the specified period of
minutes, hours, or days before midnight (beginning) of the day of the
untimed event. When the alarm triggers, the reminder list displays the
alarm message until you clear it. See “Reviewing Reminders”in this
chapter for details.
For example, you set an alarm for an untimed event that occurs on
February 4th. If the alarm is set for 5 minutes, the reminder message
appears at 11:55 PM on the night of February 3rd. The reminder
remains in the reminder list until you turn on your handheld and
dismiss it.
Scheduling repeating or continuous events
The Repeat function lets you schedule events that recur at regular
intervals or extend over a period of consecutive days.
A birthday is a good example of an event that repeats annually.
Another example is a weekly guitar lesson that falls on the same day
of the week and the same time of day.
A business trip or a vacation is an example of a continuous event.

Chapter 5 Page 105
To schedule a repeating or continuous event:
1. Tap the event.
2. Tap Details.
3. Tap the Repeat box to open the Change Repeat dialog box.
4. Tap Day, Week, Month, or Year to set how often event repeats.
For a continuous event, tap Day.
5. Enter a number that corresponds to how often you want the event
to repeat on the Every line.
For example, if you select Month and enter the number 2, the event
repeats every other month.
6. To specify an end date for the repeating or continuous event, tap
the End on pick list and tap Choose Date. Use the date picker to
select an end date.
7. Tap OK.
After you schedule a repeating or continuous event, this icon
appears to the far right of the event.
Changing repeating or continuous events
When you make changes to a repeating or continuous event, such as
deleting or adding notes, or changing the time of an event, you can
decide which of the events you want to change; all events in the series,
just the current event, or the current and future events.
To delete repeating events:
1. Select the record you want to delete.
2. Tap the Menu icon .
3. Tap Record, and then tap Delete Event.
Tap the
Repeat
box

Page 106 Using Your Basic Applications
4. Do one of the following:
Tap Current to delete only the current event item.
Tap Future to delete the current and all future event items and
reset the end date of the repeating event to the last shown date.
Tap All to delete all occurrences of the repeating event.
5. Tap OK.
Considerations for repeating or continuous events: Keep the following
points in mind.
■If you change the start date of a repeating event, your handheld
calculates the number of days you moved the event. Your
handheld then automatically changes the end date to maintain the
duration of the repeating event.
■If you change the repeat interval (e.g., daily to weekly) of a
repeating event, past occurrences (prior to the day on which you
change the setting) are not changed, and your handheld creates a
new repeating event.
■If you change the date of an occurrence of a repeating event (e.g.,
from January 14th to January 15th) and apply the change to all
occurrences, the new date becomes the start date of the repeating
event. Your handheld adjusts the end date to maintain the duration
of the event. If you apply the change to current and future
occurrences, past occurrences are not changed.
■If you change other repeat settings (e.g., time, alarm, private) of a
repeating event and apply the change to all occurrences, your
handheld creates a new event. The start date of this new event is
the day on which the setting is changed.
■If you apply a change to a single occurrence of a repeating event
(e.g., time), that occurrence no longer shows the Repeat icon .

Chapter 5 Page 107
Changing the Date Book view
In addition to displaying the time list for a specific day, you can also
display a whole week, a month, or an agenda. You can also display the
current time.
To cycle through Day, Week, Month, and Agenda views:
■Press the Date Book application button repeatedly to display the
next view.
■Tap on the appropriate view icon in the lower-left corner of Date
Book.
To display the current time:
1. Tap and hold the stylus on the date bar to display the current time.
2. Drag the stylus below the title area and then lift it to redisplay the
date.
Note: You can also tap the Clock icon in the upper left corner of
the Graffiti writing area to display the time for a few seconds.
Working in Week View
Week View shows the calendar of your events for an entire week. This
view lets you quickly review your appointments and available time
slots. In addition, the graphical display helps you spot overlaps and
conflicts in your schedule.
To display the Week View:
1. Tap the Week View button.
2. Tap the navigation controls to move forward or backward a week
at a time, or tap on a column to display details of an event.
Note: The Week View also shows untimed events and events that
are before and after the range of times shown.
Tap and hold the date Current time displays
Week View

Page 108 Using Your Basic Applications
3. Tap an event to show a description of the event.
Tips for using Week View: Keep the following points in mind.
■To reschedule an event, tap and drag the event to a different time
or day.
■Tap a blank time on any day to move to that day and have the time
selected for a new event.
■Tap any day or date that appears at the top of the Week View to
move directly to that day without selecting an event.
■The Week View shows the time span defined by the Start Time
and End Time in the Date Book Preferences settings. If you have
an event before or after this time span, a bar appears at the top
or bottom of that day’s column. Use the onscreen scroll arrows
to scroll to the event.
Previous
week
Next
week
Tap for that day
Bar indicates earlier event
Bar indicates later event
Dot indicates untimed event
Event details
Tap to show event details

Chapter 5 Page 109
Spotting event conflicts
With the ability to define specific start and end times for any event, it’s
possible to schedule events that overlap (an event that starts before a
previous event finishes).
An event conflict (time overlap) appears in the Week View as
overlapping bars. The Day View displays overlapping brackets to the
left of the conflicting times.
Working in Month View
The Month View screen shows which days have events scheduled.
Dots and lines in the Month View indicate events, repeating events,
and untimed events.
You can control the dots and lines that appear in the Month View. See
“Options menu” later in this chapter.
Event
conflicts
Previous/next month
Dashes on right side indicate events
Dashed line indicates continuous
event
Crosses below date indicate untimed
events
Month View button

Page 110 Using Your Basic Applications
Tips for using Month View: Keep the following points in mind.
■Tap a day in the Month View to display that day in the Day View.
■Tap the scroll arrows in the upper-right corner to move forward or
backward a month.
■Tap Go to open the date selector and select a different month.
■Use the scroll button on the front panel of your handheld to move
between months. Press the upper half of the button to display the
previous month, the lower half to display the next month.
Working in Agenda View
The Agenda view shows you your untimed events, appointments, and
To Do items in one screen. When you tap on an untimed event or
appointment in the Agenda view, the Day view appears so you can
see more detailed information about the event. You can tap the check
box next to a To Do item to mark it as completed. When you tap on a
To Do item, your To Do list appears.
Note: The To Do items that appear and how you can change them
depends on the settings in your To Do preferences. See “To Do
Show Options” later in this chapter for more information.
To display the Agenda View:
1. Tap the Agenda View button.
2. Tap the navigation controls to move forward or backward a day at
a time, or to display more events and To Do items.
Agenda View

Chapter 5 Page 111
Note: You can also change the category of To Do items shown. Click
on the pick list to choose another category.
See “To Do List”for more information on working with To Do
items.
Date Book menus, preferences, and display options
Date Book menus are shown here for your reference, and Date Book
features that are not explained elsewhere in this book are described
here.
See “Using menus” in Chapter 1 for information about choosing menu
commands.
Record menu
Options menu

Page 112 Using Your Basic Applications
Display
Options
Allows you to change Date Book’s appearance
and which events display.
■Show Time Bars. Activates the time bars that
appear in the Day View. The time bars show
the duration of an event and illustrate event
conflicts.
■Compress Day View. Controls how times
appear in the Day View. When Compress Day
View is off, all time slots display. When it is on,
start and end times display for each event, but
blank time slots toward the bottom of the
screen disappear to minimize scrolling.
■Month View settings. These check boxes apply
to the Month View of the Date Book. You can
activate any or all of these settings to show that
you have Timed, Untimed, or Daily Repeating
events in the Month View only.

Chapter 5 Page 113
Address Book
Address Book is the application in which you store name and address
information about people or businesses.
Creating an Address Book entry
A record in Address Book is called an “entry.” You can create entries
on your handheld, or you can use Palm Desktop software to create
entries on your computer and then download the entries to your
handheld with your next HotSync operation.
Preferences
■Start/End Time. Defines the start and end times
for Date Book screens. If the time slots you
select do not fit on one screen, you can tap the
scroll arrows to scroll up and down.
■Alarm Preset. Automatically sets an alarm for
each new event. The silent alarm for untimed
events is defined by minutes, days, or hours
before midnight of the date of the event.
■Alarm Sound. Sets the tone of the alarm.
■Remind Me. Defines how many times the alarm
will occur after the initial occurrence. The
choices are Once, Twice, 3 Times, 5 Times, and
10 Times.
■Play Every. Defines how often the alarm
sounds. The choices are Minute,
5 minutes, 10 minutes, and 30 minutes.
About Date
Book
Shows version information for Date Book.

Page 114 Using Your Basic Applications
Palm Desktop software also has data import capabilities that enable
you to load database files into Address Book on your handheld.
See “Importing data” in Chapter 2 and Palm Desktop online Help for
more information.
To create a new Address Book entry:
1. Press the Address Book application button on the front of your
handheld to display the Address list.
2. Tap New.
3. Enter the last name of the person you want to add to your
Address Book.
Note: The handheld automatically capitalizes the first letter of
each field (except numeric and e-mail fields). You do not
have to use the Graffiti capital stroke to capitalize the first
letter of the name.
4. Use the Next Field Graffiti stroke to move to the First Name field.
Tip: You can also move to any field by tapping it directly.
5. Enter the person’s first name in the First Name field.
6. Enter the other information that you want to include in this entry.
Next Field
Tap New
Cursor
at Last
name

Chapter 5 Page 115
Note: As you enter letters in the Title, Company, City, and State
fields, text appears for the first logical match that exists in
your Address Book. As you enter more letters, a closer
match appears. For example, you may already have
Sacramento and San Francisco in your Address Book. As
you enter “S” Sacramento appears, and as you continue
entering “a” and “n” San Francisco replaces Sacramento.
As soon as the word you want appears, tap in the next field
to accept the word.
7. Tap the scroll arrows to move to the next page of information.
8. After you finish entering information, tap Done.
Tip: To create an entry that always appears at the top of the Address
list, begin the Last name or Company field with a symbol, as in
*If Found Call*. This entry can contain contact information in
case you lose your handheld.
Selecting types of phone numbers
You can select the types of phone numbers or e-mail addresses that
you associate with an Address Book entry. Any changes you make
apply only to the current entry.
To select other types of phone numbers in an entry:
1. Tap the entry that you want to change.
2. Tap Edit.
3. Tap the pick list next to the label you want to change.
Tap Done

Page 116 Using Your Basic Applications
4. Select a new label.
Changing Address Entry details
The Address Entry Details dialog box provides a variety of options
that you can associate with an entry.
To open the Address Entry Details dialog box:
1. Tap the entry whose details you want to change.
2. Tap Edit.
3. Tap Details.
4. Select any of the following settings:
Show in
List
Select which type of phone or other information
appears in the Address list screen. Your options
are Work, Home, Fax, Other, E-mail, Main, Pager,
and Mobile. The identifying letters W, H, F, O, M,
or P appear next to the record in the Address list,
depending on which information is displayed. If
you select E-mail, no identifying letter is
displayed.
Category Assign the entry to a category.
Private Hide this entry when Security is turned on.
Tap
triangle

Chapter 5 Page 117
Address Book menus
Address Book menus are shown here for your reference, and Address
Book features that are not explained elsewhere in this book are
described here.
See “Using menus” in Chapter 1 for information about choosing menu
commands.
The Record and Options menus differ depending on whether you’re
displaying the Address list screen or the Address view screen.
Record menus
Options menus
Duplicate
Address Makes a copy of the current record and displays
the copy in Address Edit so you can make
changes to the copied record. The copy has the
same category and attached notes as the original
record.
Address list
Address view
Address list
Address view

Page 118 Using Your Basic Applications
Preferences
■Remember last category. Determines how
Address Book appears when you return to it
from another application. If you select this
check box, Address Book shows the last
category you selected. If you clear it, Address
Book displays the All category.
Rename
Custom Fields
These custom fields appear at the end of the
Address Edit screen. Rename them to identify the
kind of information you enter in them. The names
you give the custom fields appear in all entries.
About Address
Book
Shows version information for Address Book.

Chapter 5 Page 119
To Do List
A To Do List item is a reminder of some task that you have to
complete. A record in To Do List is called an “item.”
To create a To Do List item:
1. Press the To Do List application button on the front of your
handheld to display the To Do List.
2. Tap New.
3. Enter the text of the To Do List item. The text can be longer than
one line.
4. Tap anywhere onscreen to deselect the To Do List item.
Tip: If no To Do List item is currently selected, writing in the Graffiti
writing area automatically creates a new item.
Setting priority
The priority setting for items lets you arrange the tasks in your To Do
List according to their importance or urgency. The default setting for
the To Do List is to arrange items by priority and due date, with
priority 1 items at the top. If you have a number of items in your list,
changing an item’s priority setting may move its position in the list.
Note: When you create a new To Do List item, its priority is
automatically set to level 1, the highest (most important) level.
If you select another item first, however, the item you create
appears beneath the selected item and is given the same
priority as the selected item.
Tap
New
New To
Do item

Page 120 Using Your Basic Applications
To set the priority of a To Do List item:
1. Tap the Priority number on the left side of the To Do List item.
2. Tap the Priority number that you want to set (1 is most important).
Checking off a To Do List item
You can check off a To Do List item to indicate that you’ve completed
it. You can set the To Do List to record the date that you complete the
To Do item, and you can choose to show or hide completed items. See
“To Do Show Options” later in this chapter.
To check off a To Do List item:
■Tap the check box on the left side of the item.
Changing To Do List item details
The To Do Item Details dialog box enables you to change settings for
individual items.
To display the To Do Item Details dialog box:
1. Tap the text of the item whose details you want to change.
Tap to
select
priority
Tap here
Completed
To Do item

Chapter 5 Page 121
2. Tap Details.
Setting a due date
You can associate a due date with any To Do List item. You can also
sort the items that appear in the list based on their due date.
To set a due date for a To Do List item:
1. In the Details dialog box, tap “No Date” to open the Due Date pick
list.
2. Tap the date that you want to assign the item:
3. Tap OK.
Tip: If you turn on the Show Due Dates option in the To Do Show
options dialog, you can tap directly on the due date in the To Do
List to open the pick list shown in step 2.
Today Assigns the current date.
Tomorrow Assigns tomorrow’s date.
One week later Assigns the date exactly one week from the
current date.
No Date Removes the due date from the item.
Choose date Opens the date selector, where you can
choose any date that you want for the item.
Tap here

Page 122 Using Your Basic Applications
To Do Show Options
The Show Options dialog box enables you to control the appearance
of To Do List and To Do items in Date Book Agenda view.
To change the Show Options settings:
1. In To Do List, tap Show.
2. Select any of the following settings:
Show
Completed
Items
Displays your completed items in the To Do
List. If you turn off this setting, your To Do
items disappear from the list when you
complete (check) them.
Items that no longer appear on the list because
you turn off this setting have not been deleted.
They are still in the memory of your handheld.
Purge completed items to remove them from
memory.
Show Only
Due Items
Shows only the items that are currently due,
past due, or have no due date specified. When
this setting is active, items that are not yet due
do not appear in the list until their due date.
Record
Completion
Date
Replaces the due date with the actual date
when you complete (check) the item. If you do
not assign a due date to an item, the
completion date still records when you
complete the item.
Show Due
Dates
Displays the due dates associated with items
in the To Do List and displays an exclamation
mark next to items that remain incomplete
after the due date passes.

Chapter 5 Page 123
3. Tap OK.
To Do List menus
To Do List menus are shown here for your reference, and To Do List
features that are not explained elsewhere in this book are described
here.
See “Using menus” in Chapter 1 for information about choosing menu
commands.
Record menu
Options menu
Show
Priorities
Shows the priority setting for each item.
Show
Categories
Shows the category for each item.
About To Do
List
Shows version information for To Do List.

Page 124 Using Your Basic Applications
Note Pad
A record in Note Pad is called a “note.” You can assign each note a title
and store as many notes as permitted by the memory available on
your handheld.
To create a new note:
1. Press the Note Pad application button on the front panel of
your handheld to open a new note.
Note: If Note Pad is already running, tap New.
2. Write the information directly on the handheld screen.
Tip: Tap the pen selector to choose a different pen width, or
choose the eraser to remove unwanted strokes.
3. (Optional) Select the time at the top of the screen and enter a title
using Graffiti writing.
4. Tap Done.
Reviewing notes
The note title and the date you created the note appear in the Note Pad
list. If you did not assign a title to your note, the time you created the
note appears as the note title. This makes it easy to locate and review
your notes.
Pen selector
Write
information
here
Enter title here

Chapter 5 Page 125
To review a note:
1. In the Note Pad list, tap the note title.
2. Review or edit the contents of the note.
3. Tap Done.
Clearing a note
You can erase the drawing area in a note while retaining the note title.
To clear a note:
1. In the Note Pad list, tap the note title.
2. Tap the Menu icon .
3. Tap Edit, and then tap Clear Note.
Setting an alarm for a note
You can set an alarm for a specific time and date to remind you to
follow-up on a note.
To set an alarm for a note:
1. Tap the note to which you want to assign an alarm.
2. Tap the Menu icon .
3. Tap Options, and then tap Alarm.
4. Tap the Time box.
Tap a
note to
view its
contents
Tap arrows to scroll to
next and previous notes

Page 126 Using Your Basic Applications
5. Tap the hour and minute columns to select the time you want the
alarm to occur.
6. Tap the Date box.
7. Tap the year, month, and date you want the alarm to sound.
After you tap the date, the Set Alarm dialog box reappears.
8. Tap OK.
9. When the alarm goes off and the reminder message appears on
screen, do one of the following:
Tap OK to permanently dismiss the reminder and return to the
current screen.
Tap Snooze to dismiss the reminder and return to the current
screen. The reminder message appears again in five minutes, and
an attention indicator blinks in the upper-left corner of the screen
to remind you of the pending alarm. When the reminder message
reappears, the current time displays in the Reminder bar and the
note title displays on the screen.
Note: If you did not title the note, the time the note was created
displays on the screen.
Tap here to
select minutes
Tap here to
select hour
Tap here to select month
Tap here to select year
Tap here to select date

Chapter 5 Page 127
Tap Go To to open Note Pad. Note Pad will open and display the
note associated with the alarm.
Note Pad menus
Note Pad menus are shown here for your reference, and Note Pad
features that are not explained elsewhere in this book are described
here.
See “Using menus” in Chapter 1 for information about choosing menu
commands.
The Record and Options menus differ depending on whether you’re
displaying the Note Pad list or an individual note.
Record menus
Options menus
Note Pad list
Note screen
Note Pad list Note screen

Page 128 Using Your Basic Applications
Memo Pad
A memo can contain up to 4,000 characters. The number of memos
you can store is dependent only on the memory available on your
handheld. A record in Memo Pad is called a “memo.”
To create a new memo:
1. Tap the Applications icon .
2. Tap the Memo Pad icon to display the Memo list.
3. Tap New.
Tip: In the Memo list screen, you can also begin writing in
the Graffiti writing area to create a new memo. The first
letter is automatically capitalized and begins your new
memo.
4. Enter the text you want to appear in the memo. Use the carriage
return stroke to move down to new lines in the memo.
5. Tap Done.
Reviewing memos
The first line of a memo appears in the Memo list. This makes it easy
to locate and review your memos.
Preferences Displays the Note Pad Preferences dialog box,
where you define the sort order for notes and the
alarm sound.
About Note
Pad
Shows version information for Note Pad.
Tap
New

Chapter 5 Page 129
To review a memo:
1. In the Memo list, tap the text of the memo.
2. Review or edit the text in the memo.
3. Tap Done.
Memo Pad menus
Memo Pad menus are shown here for your reference, and Memo Pad
features that are not explained elsewhere in this book are described
here.
See “Using menus” in Chapter 1 for information about choosing menu
commands.
The Record and Options menus differ depending on whether you’re
displaying the Memo list or an individual memo.
Record menus
Options menus
Tap a
memo to
review
its
contents
Memo list
Memo screen
Memo list Memo screen

Page 130 Using Your Basic Applications
Calculator
The Calculator includes several buttons to help you perform
calculations.
Preferences Displays the Memo Preferences dialog box,
where you define the sort order for memos.
About Memo
Pad
Shows version information for Memo Pad.
Clears the entire calculation and enables you to
begin a fresh calculation.
Clears the last number you entered. Use this
button if you make a mistake while entering a
number in the middle of a calculation. This button
enables you to re-enter the number without
starting the calculation over.
Toggles the current number between a negative
and positive value. If you want to enter a negative
number, enter the number first and then press the
+/- button.
Places the current number in memory. Each
new number you enter with the M+ button is
added to the total already stored in memory. The
number that you add can be either a calculated
value or any number you enter by pressing the
number buttons. Pressing this button has no
effect on the current calculation (or series of
calculations); it merely places the value into
memory until it is recalled.

Chapter 5 Page 131
Recent Calculations
The Recent Calculations command enables you to review the last
series of calculations and is particularly useful for confirming a series
of “chain” calculations.
To display recent calculations:
1. Tap the Menu icon .
2. Tap Options, and then tap Recent Calculations.
3. After you finish reviewing the calculations, tap OK.
Calculator menus
Calculator menus are shown here for your reference, and Calculator
features that are not explained elsewhere in this book are described
here.
See “Using menus” in Chapter 1 for information about choosing menu
commands.
Recalls the stored value from memory and inserts
it in the current calculation.
Clears any value that is stored in the Calculator
memory.
Calculates the square root of a number. Enter the
number, then tap the square root button.

Page 132 Using Your Basic Applications
Options menus
Clock
Clock makes it easy for you to check the time and date, and provides
a convenient travel alarm feature. See “Customizing your handheld”
in Chapter 1 for details on setting the current date and time for all the
applications on your handheld.
In addition to setting the date and time, you can set an alarm to sound
during the next 24-hour period.
To view the time:
Do one of the following:
■When your handheld is on, tap the Clock icon in the upper-left
corner of the Graffiti writing area, or tap the Applications icon ,
and then tap the Clock icon .
■When your handheld is off, press the up scroll button. To activate
the backlight while viewing the time, hold down the up scroll
button for a few seconds.
To set an alarm:
1. Tap the Applications icon .
2. Tap the Clock icon .
3. Tap the Alarm box to open the Set Alarm dialog box.
About
Calculator
Shows version information for Calculator.

Chapter 5 Page 133
4. Tap the time columns to set the hour and minute.
5. When the alarm reminder message appears, do one of the
following:
Tap OK to permanently dismiss the reminder and return to the
current screen.
Tap Snooze to dismiss the reminder and return to the current
screen. The reminder message appears again in five minutes, and
an attention indicator blinks in the upper-left corner of the screen
to remind you of the pending alarm. When the reminder message
reappears, the current time displays in the Reminder bar and the
alarm time displays on the screen.
6. Tap Go To to open Clock.
Clock menus
Clock menus are shown here for your reference, and Clock features
that are not explained elsewhere in this book are described here.
See “Using menus” in Chapter 1 for information about choosing menu
commands.
Options menu

Page 134 Using Your Basic Applications
Display
Options
Allows you to choose which information appears
on the Clock screen.
■Day. Activates the day of the week display.
When it is on, the day appears above the time.
■Date. Activates the date display. When it is on,
the date appears below the time.
Alarm
Preferences
■Sound. Sets the sound of the alarm. The choices
are Alarm, Bumble Bee, Reveille, Sonata, Wake
Up, and Warbler.
■Volume. Defines how loud the alarm sounds.
The choices are Low, Medium, and High.
About Clock Shows version information for Clock.

Chapter 6 Page 135
Chapter 6
Advanced HotSync®
Operations
HotSync® technology enables you to synchronize data between one or
more Palm OS® handhelds and Palm™ Desktop software or another
PIM such as Microsoft Outlook. To synchronize data, you must
connect your handheld and Palm Desktop software. You can
synchronize your data either directly or indirectly. Direct methods
include connecting your handheld to the cradle/cable attached to
your computer, or using infrared communications. An indirect
method is using a modem.
This chapter describes how to select HotSync options and perform a
HotSync operation via infrared communications or a modem. See
“Exchanging and updating data: HotSync operations” in Chapter 5 for
information about performing your first and subsequent local
HotSync operations.
Selecting HotSync setup options
You can choose when you want HotSync Manager to run. If necessary,
you can adjust the local and modem HotSync settings as well.
To set the HotSync options on a Windows computer:
1. Click the HotSync Manager icon in the Windows system tray.
2. Choose Setup.

Page 136 Advanced HotSync® Operations
3. Click the General tab and select one of the following options:
Tip: If you’re not sure which option to use, keep the default
setting: Always available.
4. If you are using an optional serial cradle/cable, click the Local tab
to display the settings for the connection between your computer
and the handheld cradle/cable, and adjust the following options as
needed.
Note: If you are using the USB cradle/cable, you do not need to
use the settings on the Local tab for a direct HotSync
operation.
Always available Adds HotSync Manager to the Startup
folder and constantly monitors the
communication port for synchronization
requests from your handheld. With this
option, the HotSync Manager synchronizes
data even when Palm Desktop software is
not running.
Available only
when Palm
Desktop
software is
running
Starts HotSync Manager and monitors
requests automatically when you open Palm
Desktop software.
Manual Monitors requests only when you select
HotSync Manager from the Start menu.

Chapter 6 Page 137
5. Click the Modem tab to display the modem settings and adjust the
options as needed. See “Conducting a HotSync operation via
modem” later in this chapter for more information.
6. Click OK.
To set the HotSync options on a Macintosh:
1. Double-click the HotSync Manager icon in the Palm folder.
2. Click the HotSync Controls tab and select any of the following
options.
Serial Port Identifies the port that HotSync Manager uses
to communicate with the cradle/cable. The
Palm Desktop installation software
automatically detects the port to which you
connected the cradle/cable. If necessary, you
can change the port selection.
Note: Your handheld cannot share this port
with an internal modem or other
device.
Speed Determines the speed at which data is
transferred between your handheld and Palm
Desktop software. Try the As Fast As Possible
rate first, and adjust downward if you
experience problems. This setting allows Palm
Desktop software and your handheld to find
and use the fastest speed.

Page 138 Advanced HotSync® Operations
3. If you are using the optional serial cradle/cable, click the Serial
Port Settings tab and select any of the following options.
Note: If you are using the USB cradle/cable, you do not need to
adjust the settings on the Serial Port Settings tab for a direct
HotSync operation; they are automatically set when you
perform the first HotSync operation.
HotSync
Enabled/
Disabled
Activates the serial port monitor and prepares
your Macintosh to synchronize with your
handheld. By default, the serial port monitor is
enabled whenever you start your Macintosh.
Keep this default if your cradle/cable is
always connected to a specific port (USB,
serial, or modem). If, however, you use the
same port for other devices besides the cradle/
cable, disable the serial port monitor and then
enable it manually only when you connect the
cradle/cable to perform a HotSync operation.
Enable
HotSync
software at
system startup
Activates the serial port monitor automatically
each time you start your computer. If this
option is not checked, you must open HotSync
Manager and select the Enabled option before
you can perform a HotSync operation.
Show more
detail in
HotSync Log
Includes more troubleshooting information in
the log that is generated when you perform a
HotSync operation.

Chapter 6 Page 139
Check for a
handheld
connection
using
Select the method you use to synchronize your
handheld and your desktop applications:
Local Setup. Synchronizes while your
handheld and cradle/cable are connected to
this Macintosh.
Modem Setup. Synchronizes while your
handheld communicates to this Macintosh
across a telephone line.
Both Setups. Synchronizes using the cradle/
cable, or through the modem; HotSync
Manager monitors both connections for
communication from a handheld.
Note: Choosing Both Setups prevents you
from using either port for other
operations such as printing, faxing, or
AppleTalk networking.
Local Setup Enables you to perform HotSync operations
using the cradle/cable that is connected to
your Macintosh. If you are using the USB
cradle/cable for a direct HotSync operation,
you do not need to set these options; set them
if you are using the optional serial cradle/
cable.
■Speed. Determines the speed at which data
is transferred between your handheld and
Palm Desktop software. Try the As Fast As
Possible rate first, and adjust downward if
you experience problems. This setting
allows Palm Desktop software and your
handheld to find and use the fastest speed.
■Port. Identifies the port that Palm Desktop
software uses to communicate with the
cradle/cable. Select the port where you
connected the cradle/cable. If you perform
IR HotSync operations, select Infrared port.

Page 140 Advanced HotSync® Operations
Note: You can set both Local and Modem settings and prepare
your Macintosh to synchronize using the cradle/cable or a
modem. However, choosing both setups prevents you from
using either port for other operations such as printing,
faxing, or AppleTalk networking.
4. Close the HotSync Software Setup window.
Modem Setup Enables you to perform HotSync operations
across a telephone line. To do this you must
purchase an optional add-on modem
accessory for your handheld, have a modem
connected to your Macintosh, and set the
following options:
■Modem. Identifies the type of modem
connected to your Macintosh. If your
modem does not appear on the list, use the
Hayes setting, or choose Custom to enter a
command string. Refer to the manual that
came with your modem to find the
appropriate command string.
■Port. Identifies the port that Palm Desktop
software uses to communicate with the
modem. Select the USB, modem, or printer
port where you connected the modem
cable.
■Modem Speaker. Activates the modem’s
speaker. If you are having trouble
connecting, turn on this option to make
sure the modem connected to your
Macintosh is responding to incoming calls.

Chapter 6 Page 141
Customizing HotSync application
settings
For each application, you can define a set of options that determines
how records are handled during synchronization. These options are
called a “conduit.” By default, a HotSync operation synchronizes all
files between the handheld and Palm Desktop software.
In general, you should leave the settings to synchronize all files. The
only reason you might want to change these settings is to overwrite
data on either your handheld or Palm Desktop software, or to avoid
synchronizing a particular type of file because you don’t use it.
In addition to the conduits for Date Book, Address Book, To Do List,
Note Pad, and Memo Pad, Palm Desktop software includes System
and Install conduits. The System conduit backs up the system
information stored on your handheld, including Graffiti® ShortCuts.
The Install conduit installs add-on applications on your handheld.
To customize HotSync application settings on a
Windows computer:
1. Click the HotSync icon ™ in the Windows system tray (bottom-
right corner of the taskbar).
Tip: You can also click the HotSync command on the Palm
Desktop software menu bar.
2. From the HotSync Manager menu, choose Custom.
3. Select the appropriate user name from the list.
4. Select an application in the Conduit list.
5. Click Change.

Page 142 Advanced HotSync® Operations
6. Click the direction in which you want to write data, or click Do
Nothing to skip data transfer for an application.
Note: Changing the HotSync setting from the default affects only
the next HotSync operation. Thereafter, the HotSync
Actions revert to their default settings. To use a new setting
on an ongoing basis, select the Set As Default box.
Thereafter, whatever you selected as the default setting is
used when you click the Default button in the Custom
dialog.
7. Click OK.
8. Repeat steps 4 through 7 to change conduit settings for other
applications.
9. Click Done to activate your settings.
To customize HotSync application settings on a Macintosh:
1. Double-click the Palm Desktop icon in the Palm folder.
2. From the HotSync menu, choose Conduit Settings.

Chapter 6 Page 143
3. From the User pop-up menu, select the appropriate user name.
4. Select an application in the Conduit list.
5. Click Conduit Settings.
6. Click the direction in which you want to write data, or click Do
Nothing to skip data transfer for an application.
Note: Changing the HotSync setting from the default affects only
the next HotSync operation. Thereafter, the HotSync
Actions revert to their default settings. To use a new setting
on an ongoing basis, click Make Default. Thereafter,
whatever you selected as the default setting is used for
HotSync operations.
7. Click OK.
8. Repeat steps 4 through 7 to change conduit settings for other
applications.
9. Close the Conduit Settings window.
IR HotSync operations
Your handheld is equipped with an infrared (IR) port that supports
the IrCOMM implementation of the standards for infrared
communication established by the Infrared Data Association (IrDA).
This means that not only can you beam data to another Palm OS
handheld that’s equipped with an IR port, but you can also beam data
to a mobile phone and any other device that supports the IrCOMM
implementation of the IrDA standards.
Most importantly, you can use the IR port to perform HotSync
operations; you don’t need your cradle/cable. This is especially useful
if you travel with an infrared-enabled laptop. You simply enable
infrared communication on your laptop and handheld and follow the
steps in “Performing an IR HotSync operation” later in this section.

Page 144 Advanced HotSync® Operations
Preparing your computer for infrared
communication
Before you can perform a HotSync operation using the IR port, the
computer with which you want to synchronize must fulfill these
requirements:
■Your computer must support the IrCOMM implementation of the
IrDA standards.
■Your computer must have an enabled infrared port that’s built into
the computer, or an enabled infrared device attached to the
computer.
Some desktop computers may require an infrared device attached
to a physical COM port. Laptops are likely to have a built-in IR
port, so no external device is necessary.
■Your computer must have an installed infrared driver.
If you have an external infrared device attached to your computer,
a driver is probably included with the device. Consult the
documentation included with the device for information on
installing the required driver.
Check your computer’s documentation to learn if the computer
supports infrared communication.
Configuring HotSync Manager
for infrared communication
Next, you need to configure HotSync Manager for infrared
communication.
To configure HotSync Manager for infrared communication
on a Windows computer:
1. Click the HotSync Manager icon in the Windows system tray,
and make sure Infrared is checked. If you do not have an Infrared
option on the HotSync Manager menu, complete the following
steps.
2. Make sure Local Serial is checked on the menu.
3. Choose Setup.
4. Click the Local tab.

Chapter 6 Page 145
5. In the Serial Port drop-down box, select the simulated port that
your computer uses for infrared communication.
Note: See the documentation for your operating system for
instructions on finding the simulated port. This
information is usually located in the Control Panel.
6. Click OK.
Note: If your cradle/cable is connected to a USB port, you can
continue using it while HotSync Manager is configured for
infrared communication. If your cradle/cable is connected
to a serial port, you cannot use your cradle/cable again
until you reconfigure the HotSync Manager to
communicate with the port defined for cradle/cable
synchronization.
To configure HotSync Manager for infrared communication
on a Macintosh:
1. Double-click the HotSync Manager icon in the Palm folder.
2. In the HotSync Controls tab, select Enabled.
3. Click the Serial Port Settings tab.
4. Under Check for handheld connection using, select Local Setup.

Page 146 Advanced HotSync® Operations
5. Under Local Setup, select Infrared Port from the Port pop-up
menu.
6. Close the HotSync Software Setup window.
Performing an IR HotSync operation
After you complete the steps to prepare for performing an IR HotSync
operation, it is easy to perform the actual operation.
To perform an IR HotSync operation:
1. In the Applications Launcher, tap the HotSync icon.
2. Tap Local.
3. Tap the pick list below the HotSync icon and select IR to a
PC/Handheld.
4. Position the IR port of your handheld within a couple of inches of
the infrared port of your computer.
5. Tap the HotSync icon to start the IR HotSync operation.
Tap here
to start IR
HotSync
operation

Chapter 6 Page 147
Returning to cradle/cable HotSync operations
It’s easy to return to using the cradle/cable for HotSync operations.
Note: If your cradle/cable is connected to a USB port, you can
continue using it while HotSync Manager is configured for
infrared communication. Use the following instructions to
return to local USB cradle/cable HotSync operations only
when needed, such as when you have disconnected the
cradle/cable from the USB port.
To return to local USB cradle/cable HotSync operations on a
Windows computer:
1. If needed, connect the cradle/cable to the USB port of your
computer you use for HotSync operations.
2. Click the HotSync Manager icon in the Windows system tray,
and select Local USB if it is not already checked.
To return to local serial cradle/cable HotSync operations on a
Windows computer:
1. If needed, connect the cradle/cable to the port of your computer
you use for HotSync operations.
2. Click the HotSync Manager icon in the Windows system tray.
3. Choose Setup, and then click Local.
4. Select the COM port where your cradle/cable is connected.
5. Click OK.
To return to local serial cradle/cable HotSync operations
on a Macintosh:
1. If needed, connect the cradle/cable to a serial port on your
Macintosh.
2. Double-click the HotSync Manager icon in the Palm folder.
3. In the HotSync Controls tab, select Enabled.
4. Click the Serial Port Settings tab.
5. Under Check for handheld connection using, select Local Setup.
6. Under Local Setup, select the port where your cradle/cable is
connected from the Port pop-up menu.
7. Close the HotSync Software Setup window.
Now, the next time you want to perform a HotSync operation, just
press the HotSync button on the cradle/cable.

Page 148 Advanced HotSync® Operations
Conducting a HotSync operation via
modem
You can use a modem to synchronize your handheld when you are
away from your computer.
Note: The first HotSync operation must be local, using the cradle/
cable. After that, you can perform a modem HotSync
operation.
To perform a HotSync operation via modem you need the following:
■A modem connected to your computer.
■Palm Desktop software configured for use with the modem.
■A modem connected to your handheld.
■A configuration for the kind of modem connection you want to
make. See “Connection preferences” in Chapter 7 for more
information.
Preparing your computer
There are a few steps you must perform to prepare your computer for
a modem HotSync operation. Be sure to perform these steps before
you leave your office so that your computer is ready to receive a call
from your handheld.
To prepare your Windows computer for a modem
HotSync operation:
1. Confirm that the computer modem is connected and turned on,
and that no communications applications, such as fax or telephony
software, are running on a COM port.
Note: Make sure the computer is disconnected from all online
services, such as America Online (AOL). This helps to
avoid conflicts with the COM port.
2. Start HotSync Manager if it is not already running, and from the
HotSync Manager menu, choose Modem.

Chapter 6 Page 149
3. Adjust the following options as needed.
4. Click OK.
Serial Port Identifies the port for the modem. If you are
unsure of the port assignment, look at the
Modem Properties in the Windows Control
Panel.
Speed Determines the speed at which data is
transferred. Try the As Fast As Possible rate
first, and adjust downward if you experience
problems. This setting allows Palm Desktop
software and your handheld to find and use
the fastest speed.
Modem Identifies the modem type or manufacturer.
Refer to your modem manual or face plate for
its type or settings. If you’re not sure of your
modem type or your modem doesn’t match
any that appear in the list, select Hayes Basic.
Setup String Identifies the setup string for your particular
modem. Not all modems require a setup
string. Refer to your modem manual and enter
the setup string if recommended by the
manufacturer.

Page 150 Advanced HotSync® Operations
To prepare a Macintosh for a modem HotSync operation:
1. Confirm that the Macintosh modem is connected and turned on,
and that no communications applications, such as fax or telephony
software, or AppleTalk networking are running on that serial port.
Note: Make sure the Macintosh is disconnected from all online
services, such as CompuServe and America Online (AOL).
This helps to avoid conflicts with the serial port.
2. Double-click the HotSync Manager icon in the Palm folder.
3. Click the Serial Port Settings tab.
4. Under Check for handheld connection using, click Modem Setup.
5. Adjust the following options as needed.
6. Close the HotSync Software Setup window.
Modem Identifies the type of modem connected to your
Macintosh. If your modem does not appear on
the list, use the Hayes Basic setting, or choose
Custom to enter a command string. Refer to the
manual that came with your modem to find the
appropriate command string.
Port Identifies the port that Palm Desktop software
uses to communicate with the modem. Select
the modem or printer port where you
connected the modem cable.
Modem
Speaker
Activates the modem’s speaker. If you are
having trouble connecting, turn on this option
to make sure the modem connected to your
Macintosh is responding to incoming calls.

Chapter 6 Page 151
Preparing your handheld
There are a few steps you must perform to prepare your handheld for
a modem HotSync operation.
To prepare your handheld for a modem HotSync operation:
1. Tap the Applications icon .
2. Tap the HotSync icon .
3. Tap Modem.
4. Tap the pick list below the icon and select a modem configuration.
Note: If you need to create a configuration, tap the Menu icon and
then select Options and Connection Setup. See “Connection
preferences” in Chapter 7 for more information.
5. Tap the Enter phone # field.
6. Enter the telephone number to access the modem connected to
your computer.
7. If needed, enter a dial prefix (such as “9”) to access an outside line,
and then tap the Dial Prefix check box.
Select a modem
configuration
Tap
here

Page 152 Advanced HotSync® Operations
Tip: You can enter a comma in the field to introduce a “pause” in
the dialing sequence. Each comma equals a two second
pause.
8. If the phone line you’re using for the handheld has Call Waiting,
select the Disable call waiting check box to avoid an interruption
during the modem HotSync operation.
9. If you want to use a calling card to place the call, select the check
box and enter the calling card number.
10. Tap OK.
Selecting the conduits for a modem HotSync
operation
The Conduit Setup dialog box on your handheld enables you to define
which files and/or applications synchronize during a modem
HotSync operation. You can use these settings to minimize the time
required to synchronize data with a modem.
To change the Conduit Setup for a modem HotSync operation:
1. Tap the Applications icon .
2. Tap the HotSync icon .
3. Tap the Menu icon .
4. Tap Options, and then tap Conduit Setup.
5. Tap the check boxes to deselect the files and applications that you
do not want to synchronize during a modem HotSync operation.
The default setting is to synchronize all files.
Note: Applications that do not have a database (such as games)
do not synchronize — even if you select the item in the
Conduit Setup dialog box.
6. Tap OK.

Chapter 6 Page 153
Performing a HotSync operation via a modem
After you prepare your computer and your handheld, and select your
Conduit Setup options, you are ready to perform a modem HotSync
operation.
To perform a modem HotSync operation:
1. Tap the Applications icon .
2. Tap the HotSync icon .
3. Tap the Modem icon to dial the Palm Desktop modem and
synchronize the applications.
4. Wait for the HotSync operation to complete. If you have any
problems conducting a successful HotSync operation, see
Appendix B.
Using File Link
The File Link feature enables you to import Address Book and Memo
Pad information onto your handheld from a separate external file such
as a company phone list. HotSync Manager stores the data in a
separate category on your Palm Desktop software and your handheld.
You can configure the File Link feature to check for changes to the
external file when you perform a HotSync operation.
With File Link, you can import data stored in any of the following
formats:
■Comma-separated (*.csv)
■Memo Pad archive (*.mpa)
■Address Book archive (*.aba)
■Text (*.txt)
For information on how to set up a file link, see the Palm Desktop
online Help.
Note: The File Link feature is not available in Palm Desktop software
for the Macintosh.
Creating a user profile
A user profile enables you to install the same set of data onto multiple
Palm OS handhelds before each handheld is individualized with a
specific user name and data file.
A handheld that is preconfigured with a user profile can be given to
anyone because the handheld is not yet identified by a unique user

Page 154 Advanced HotSync® Operations
name. The handheld acquires a unique user name when the new user
performs his or her first local HotSync operation.
For example, suppose a sales organization wants to distribute two
dozen handhelds that all have a common company phone list, a set of
memos, and several key applications. A user profile can be created to
install the common data before the handhelds are distributed to the
employees who will use them. Then when the employees perform
their first HotSync operation, the common data becomes part of their
individual data file.
Note: The handhelds that are synchronized with a user profile must
either be new ones that have never been synchronized or
handhelds that have had their user name and data removed
by a hard reset.
To create a user profile on a Windows computer:
1. Open Palm Desktop software.
2. From the Tools menu, choose Users.
3. Click Profiles.
4. Click New.
5. Enter a unique name for the profile and click OK.
6. Repeat steps 3 and 4 for each profile that you want to create, and
then click OK to return to Palm Desktop software.

Chapter 6 Page 155
7. Select the profile from the User list and create the data for the
profile (e.g., company phone list, etc.).
To create a user profile on a Macintosh:
1. Open Palm Desktop software.
2. From the User pop-up menu, choose Edit Users.
3. Click New Profile.
4. Enter a unique name for the profile and click OK.
5. Close the Users window.
6. From the User pop-up menu, choose the new profile.
7. Create the data for the profile (such as a company phone list).
8. From the HotSync menu, choose Conduit Settings.
9. Select the conduit settings for the profile. See “Customizing
HotSync application settings”earlier in this chapter for details.

Page 156 Advanced HotSync® Operations
Performing the first HotSync operation with
a user profile
To use a profile for the first-time HotSync operation
on a Windows computer:
1. Connect the new handheld to the cradle/cable.
2. Press the HotSync button on the cradle/cable.
3. Click Profiles.
4. Select the profile you want to load on the handheld, and click OK.
5. Click Yes to transfer all the profile data to the handheld.
The next time you perform a HotSync operation, Palm Desktop
software prompts you to assign a user name to the handheld.
To use a profile for the first-time HotSync operation
on a Macintosh:
1. Connect the new handheld to the cradle/cable.
2. Press the HotSync button on the cradle/cable.
3. Select the profile you want to load on the handheld, and click OK
to transfer all the profile data to the handheld.
The next time you perform a HotSync operation with this handheld,
Palm Desktop software prompts you to assign a user name to the
handheld.

Chapter 7 Page 157
Chapter 7
Setting Preferences for
Your Handheld
The Preferences screens enable you to customize the configuration
options on your handheld, including the following:
Viewing preferences
To open the Preferences screens:
1. Tap the Applications icon .
2. Tap the Preferences icon .
3. Tap the pick list in the upper-right corner of the screen.
4. Select the Preferences screen you want to view.
General Set the auto shut-off interval, the system, alarm, and
game sounds, and the Beam Receive feature.
Date and
Time
Set the date, time, time zone, and Daylight Saving
switch.
Formats Set the country default and the formats for dates,
times, calendar, and numbers.
Connection Configure cradle/cable, modem, and infrared
communication settings.
Owner Assign your name, phone number, and other owner
information to your handheld.
Buttons Assign different applications to the buttons on the
front panel of your handheld and the HotSync®
button on the cradle/cable, and reassign the full-
screen pen stroke command.
ShortCuts Define a list of Graffiti® abbreviations.
Digitizer Calibrate the screen on your handheld.

Page 158 Setting Preferences for Your Handheld
Buttons preferences
The Buttons Preferences screen enables you to associate different
applications with the buttons on the front of the handheld.
For example, if you find that you seldom use To Do List and often use
Memo Pad, you can assign the To Do List button to start Memo Pad.
Any changes you make in the Buttons Preferences screen become
effective immediately; you do not have to change to a different screen
or application.
If you assign a different application to a button, you can still access the
original application using the Applications Launcher.
To change the Buttons preferences:
1. Tap the pick list next to the button you want to re-assign.
2. Tap the application that you want to assign to the button.
Tip: To restore all of the buttons to their factory settings, tap Default.
Tap arrow to
show pick list

Chapter 7 Page 159
Pen preferences
The Buttons Preferences screen enables you to change the assignment
of the full-screen pen stroke. By default, the full-screen pen stroke
activates Graffiti Help.
To change the Pen preferences:
1. Tap Pen.
2. Tap the pick list and select one of the following settings for the full-
screen pen stroke:
Backlight Turns on the backlight of your handheld.
Keyboard Opens the onscreen keyboard for entering text
characters.
Graffiti Help Opens a series of screens that show the
complete Graffiti character set.
Drag to top of screen

Page 160 Setting Preferences for Your Handheld
3. Tap OK.
HotSync buttons preferences
The Buttons Preferences screen also enables you to associate different
applications with the HotSync button on the cradle/cable and the
HotSync button on the optional PalmModem® accessory. Any changes
that you make in the HotSync Buttons dialog box become effective
immediately; you do not have to change to a different screen or
application.
To change the HotSync buttons preferences:
1. Tap HotSync.
2. Tap the pick list next to the button you want to assign.
3. Tap the application that you want to assign to each button.
The default setting for each button is the HotSync setting, which
means the cradle/cable and optional PalmModem accessories
perform their normal HotSync functions.
4. Tap OK.
Turn Off &
Lock
Turns off and locks the handheld. You must
assign a password to lock the handheld. When
locked, you need to enter the password to use
your handheld.
Beam Data Beams the current record to another Palm OS®
handheld.
Tap arrow
to show
pick list

Chapter 7 Page 161
Digitizer preferences
The Digitizer Preferences screen opens the digitizer calibration screen.
This is the same screen that appears when you start your handheld for
the first time.
You can recalibrate your screen after a hard reset, or if your digitizer
drifts.
Formats preferences
Use the Formats Preferences screen to set the country default and the
display format of the dates, times, and numbers on your handheld.
Country default
The country default sets date, time, week start day, and number
conventions based on geographic regions where you might use your
handheld. For example, in the United Kingdom, time often is
expressed using a 24-hour clock. In the United States, on the other
hand, time is expressed using a 12-hour clock with an am or pm suffix.
All your handheld applications use the Country default settings. You
can, however, customize your own preferences as described in “Time,
date, week start, and numbers formats” later in this chapter.
To set the country default:
1. Tap the country name pick list.
2. Tap the setting you want to use.

Page 162 Setting Preferences for Your Handheld
Time, date, week start, and numbers formats
The Time setting defines the format for the time of day. The time
format that you select appears in all applications on your handheld.
To select the time, date, week start, and numbers format:
1. Tap the Time pick list and select a format.
2. Tap the Date pick list and select a format.
3. Tap the Week starts pick list, and select whether you want the first
day of the week to be Sunday or Monday.
Note: This setting controls the Day, Week, and Month views in
Date Book and all other aspects of your handheld that
display a calendar.
4. Tap the Numbers pick list, and select formats for the decimal point
and thousands separator.
General preferences
The General Preferences screen enables you to set the auto shutoff
interval, alarm options, sounds for your handheld, and the Beam
Receive feature.
Auto-off delay
Your handheld has an automatic shutoff feature that turns off the
power and backlight after a period of inactivity. This feature helps
conserve battery power in case you forget to turn off your handheld.
If you find that your handheld shuts itself off before you finish
reviewing the information on the screen, you should increase the time
setting of the automatic shutoff feature.

Chapter 7 Page 163
To set the Auto-off delay:
1. Tap the Auto-off pick list.
2. Tap the setting you want to use for the automatic shutoff feature:
30 seconds, 1 minute, 2 minutes, or 3 minutes.
System, alarm, and game sounds
Your handheld uses a variety of sounds. The System, Alarm, and
Game Sound settings enable you to turn the sounds on or off, and to
adjust the volume level.
To set the system and alarm sounds:
1. Tap the System Sound pick list and select the sound level.
Note: When you turn off the System Sounds, you also turn off the
“chime” tones associated with the HotSync operation.
2. Tap the Alarm Sound pick list and select the sound level.
3. Tap the Game Sound pick list and select the sound level.
Note: The Game Sound setting works only with games that are
programmed to respond to this setting. Older games
typically do not respond to this setting.
Beam Receive
You can choose to turn off the Beam Receive feature. This prohibits
anyone from beaming information to your handheld. It also results in
a slight saving of battery power.
To change the Beam Receive setting:
■Tap the Beam Receive pick list and select On or Off.

Page 164 Setting Preferences for Your Handheld
Date and Time preferences
The Date and Time Preferences screen enables you to set the date,
time, time zone, and Daylight Saving option on your handheld.
See “Customizing your handheld” in Chapter 1 for information about
using this screen.
Connection preferences
The Connection Preferences screen enables you to define the settings
used to connect your handheld to other devices. The screen displays a
list of available configurations that are ready to be further defined; the
list varies depending on the kind of software you’ve added to your
handheld.
For example, a modem connection appears on the list. If you have this
modem, you only need to specify the phone setup (and network
connection, if required) to complete the configuration.
Note: You can purchase a PalmModem accessory for use with your
handheld. See http://www.palm.com.
You can also create custom configurations, which include the
following:
PC via Cradle/Cable: A local HotSync connection:
the direct connection between your handheld and
your desktop computer. Your handheld is
connected by its universal connector to the
cradle/cable, and the cradle/cable is attached to
a USB port of your desktop computer. (If you are
using the optional serial cradle/cable, it attaches
to a serial (COM) port of your computer.)
Modem via Cradle/Cable: A cable connection
between your handheld’s universal connector
and a modem for dialing in to a modem that is
part of your computer or laptop.
PC via Infrared: A connection between the IR port
of your handheld and the infrared device of your
computer or laptop.

Chapter 7 Page 165
Editing connections
The following example shows you how to edit the IR to Phone
connection to adjust the communication speed; you can similarly edit
other connections or settings. You can use the IR to Phone connection
to perform a remote IR HotSync operation. To accomplish the
HotSync operation, your handheld sends data through its IR port to a
modem attached to or within a mobile phone, which then dials a
modem attached to or within your desktop computer, to synchronize
with your Desktop application.
To edit the IR to Phone connection:
1. Select the IR to Phone connection and tap Edit.
2. Tap Details.
Modem via Infrared: A connection between the IR
port of your handheld and a modem. The modem
can be attached to or within a mobile phone or
some other device containing an IR port. (Some
IR phones contain modems.)
Tap here

Page 166 Setting Preferences for Your Handheld
3. Tap the Speed pick list and select the appropriate speed.
4. Enter the initialization string supplied by the documentation for
the modem attached to your mobile phone, if necessary.
5. Tap OK, and then tap OK again to save the configuration.
After you create the configuration, you need to set up the HotSync
Manager of your Desktop application and the HotSync application of
your handheld to perform a modem HotSync operation.
Network preferences and TCP/IP
software
The Network Preferences settings enable you to use the TCP/IP
software that is included in the handheld operating system. You can
use the TCP/IP software to connect with Internet Service Providers
(ISPs) or dial-in (remote access) servers. Because the TCP/IP software
is a feature of the operating system, you configure all parameters
relating to it from the Preferences application.
To use TCP/IP, you must create a configuration in Connection
Preferences and then create Network Preferences settings.
Note: The Connection Preferences screen enables you to define
several ways that your handheld can use a modem to
communicate with remote devices. For example, you can
communicate with your ISP server, or with your computer if
you are away on travel. See “Connection preferences”earlier
in this chapter for a complete explanation on how to create
modem configurations.
After you configure both the Connection and Network Preferences,
you can establish a PPP (Point-to-Point Protocol), SLIP (Serial Line
Internet Protocol), or CSLIP (Compressed Serial Line Internet
Protocol) connection with your ISP or dial-in server. You can do this
either by using menu commands from the Network Preferences
screen or by using a third-party application.
Note: TCP/IP provides the ability to connect to your ISP or dial-in
server with applications that allow you to view the
transmitted data. Visit the web site http://www.palm.com for
information on third-party applications that take advantage of
TCP/IP.

Chapter 7 Page 167
Selecting a service
Use the Service setting to select the service template for your ISP or
dial-in server. Service templates are a set of ISP and dial-in server
configuration settings that you can create, save, and reuse.
To select a service:
1. Tap the Service pick list.
2. Tap the predefined service template you want to use.
Entering a user name
The User Name setting identifies the name you use when you log into
your ISP or dial-in server. Although this field can contain multiple
lines of text, only two lines appear onscreen.
To enter a user name:
1. Tap the User Name field.
2. Enter your user name.
Note: Most dial-in servers do not accept spaces in the user name.
Tap here to display
a list of service
templates
Enter your user
name here

Page 168 Setting Preferences for Your Handheld
Entering a password
The Password box identifies the password you use to log into your ISP
or dial-in server. Your entry in this field determines whether your
handheld prompts you to enter a password each time you log into
your network:
■If you do not enter a password, your handheld displays the word
“Prompt” in this field and asks you to enter a password during the
login procedure.
■If you enter a password, your handheld displays the word
“Assigned” in this field and does not prompt you to enter a
password during the login procedure.
Note: If you are concerned about security, select the Prompt option
and do not enter a password.
To enter a password:
1. Tap the Password field.
2. Enter the password you use to log into your ISP or dial-in server.
3. Tap OK.
Note: The Password field updates to display the word “Assigned.”
Selecting a connection
Use the Connection setting to select the method you want to use to
connect to your ISP or dial-in server. See “Connection
preferences”earlier in this chapter for information about creating and
configuring connection settings.
Enter password here
Tap here

Chapter 7 Page 169
To select a connection:
1. Tap the Connection pick list.
2. Tap the connection you want to use.
Adding telephone settings
When you select the Phone field, your handheld opens a dialog box in
which you define the telephone number you use to connect with your
ISP or dial-in server. In addition, you can also define a prefix, disable
Call Waiting, and give special instructions for using a calling card.
Note: The Phone Setup dialog box works correctly for AT&T and
Sprint long-distance services. However, because MCI works
differently, MCI customers need to put the calling card
number in the Phone # field and the phone number in the Use
calling card field.
To enter your server phone number:
1. Tap the Phone field.
2. Enter the phone number for your ISP or dial-in server.
3. If you need to enter a prefix or disable Call Waiting, skip to those
procedures. Otherwise, tap OK.
Tap here to display
a list of available
connections
Enter your ISP phone
number here

Page 170 Setting Preferences for Your Handheld
Entering a prefix
A prefix is a number that you dial before the telephone number to
access an outside line. For example, many offices require that you dial
“9” to dial a number outside the building.
To enter a prefix:
1. Tap the Dial Prefix check box to select it.
2. Enter the prefix.
3. Tap OK.
Disabling Call Waiting
Call Waiting can cause your session to terminate if you receive a call
while you are connected. If your telephone has Call Waiting, you need
to disable this feature before logging into your ISP or dial-in server.
To disable Call Waiting:
1. Tap the Disable call waiting check box to select it.
2. Enter the code to disable Call Waiting on the Disable call waiting
line.
Enter your
prefix here
Select this
box if you
need to use
a prefix
Enter your disable
code here
Select this
box if you
need to
disable Call
Waiting

Chapter 7 Page 171
Note: Each telephone company assigns a code to disable Call
Waiting. Contact your local telephone company for the
code that is appropriate for you.
3. Tap OK.
Using a calling card
The Use calling card field enables you to use your calling card when
dialing your ISP or dial-in server. Keep in mind that there is usually a
delay before you enter your calling card number. When you define
your calling card number, you need to add commas at the beginning
to compensate for this delay. Each comma delays transmission of your
calling card number for two seconds.
To use a calling card:
1. Tap the Use calling card check box to select it.
2. Enter your calling card number on the Use calling card line.
Note: It’s a good idea to add at least three commas before your
calling card number to compensate for the cue delay.
3. Tap OK.
Connecting to your service
After you set your Connection and Network Preferences, establishing
a connection to your ISP or dial-in server is easy.
Note: If you are connecting to an ISP, you need a third-party
application, such as a web browser or news reader, to take
advantage of this connection. For information about third-
party applications that support TCP/IP, check the web site
http://www.palm.com.
Enter your
calling card
number here
Select this
box to use a
calling card

Page 172 Setting Preferences for Your Handheld
To establish a connection:
■Tap Connect to dial the current service and display the Service
Connection Progress messages.
Tip: To see expanded Service Connection Progress messages,
press the lower half of the Scroll button.
To close a connection:
■Tap Disconnect to terminate the connection between your
handheld and your service.
Creating additional service templates
You can create additional service templates from scratch or by
duplicating existing templates and editing information. After you
create a new or duplicate template, you can add and edit settings.
To add a new service template:
1. Tap the Menu icon .
2. Tap Service, and then tap New.
An Untitled service template is added to the Service pick list.
To duplicate an existing service template:
1. Tap the Service pick list.
2. Tap the predefined service template you want to duplicate.
3. Tap the Menu icon .
4. Tap Service, and then tap Duplicate.
A copy of the service template is added to the Service pick list.
Adding detailed information to a
service template
If you are using one of the predefined service templates, you probably
only need to enter your user name and telephone number. If you are
creating a new service template, you may need to provide additional
information to your ISP or dial-in server. You use the Details dialog
box to add additional information to a selected service template.

Chapter 7 Page 173
To select a connection type:
1. Tap the service field.
2. Tap Details.
3. Tap the Connection type pick list and select one of the following
connection types:
Note: If you are not sure, try PPP; if that doesn’t work, ask your
Internet Service Provider or your System Administrator for
the correct connection type.
Idle timeout
The Idle timeout setting defines how long your handheld waits before
dropping the connection with your ISP or dial-in server when you
switch out of a TCP/IP application.
To set the Idle timeout:
1. Tap the Idle timeout pick list and select one of the following
options:
PPP Point-to-Point protocol
SLIP Serial Line Internet Protocol
CSLIP Compressed Serial Line Internet Protocol
1 minute Waits one minute for you to open another
application before it drops the connection.
2 minutes Waits two minutes.
3 minutes Waits three minutes.
Select connection type

Page 174 Setting Preferences for Your Handheld
2. Tap OK.
Defining primary and secondary DNS
The Domain Naming System (DNS) is a mechanism in the Internet for
translating the names of host computers into IP addresses. When you
enter a DNS number (or IP address), you are identifying a specific
server that handles the translation services.
Each IP address has four sections, separated by periods. In the Details
dialog box, you enter each section separately. Each section of an IP
address is made up of a number from 0 to 255; numbers are the only
allowable characters in this field.
Ask your Internet Service Provider or System Administrator for the
correct Primary or Secondary DNS IP numbers.
Tip: Many systems do not require that you enter a DNS. If you are
not sure, leave the DNS field blank.
To enter a primary and secondary DNS:
1. Tap the Query DNS check box to deselect it.
2. Tap the space to the left of the first period in the Primary DNS field,
and then enter the first section of the IP address.
Note: Each section must be a number from 0 to 255.
3. Repeat step 2 for the second, third, and last sections of the Primary
DNS field.
4. Repeat steps 2 and 3 for the Secondary DNS number.
5. Tap OK.
IP address
Everyone who logs on to the Internet needs to have a unique identifier
(an IP address), whether permanent or temporary. Some networks
dynamically assign a temporary IP address when clients log in. The IP
Address field lets you identify whether your network provides
automatic (dynamic) temporary IP addressing.
Never Keeps your PPP or SLIP connection until you
turn off your handheld (or until it times out). This
option works best with the PalmModem
accessory.

Chapter 7 Page 175
Note: If your IP address is permanently assigned, you need to get
that information from your System Administrator. If you are
not sure, select Automatic.
To identify dynamic IP addressing:
■Tap the IP Address check box to select it.
To enter a permanent IP address:
1. Tap the IP Address check box to deselect it and display a
permanent IP address field below the check box.
2. Tap the space to the left of the first period then enter the first
section of the IP address.
Note: Each section must be a number from 0 to 255.
3. Tap and enter the remaining sections of the IP address.
4. Tap OK.
Login scripts
A login script is a series of commands that automates logging into a
network server, for example, your corporate network or your ISP. A
login script is associated with a specific service template created in
Network Preferences.
A login script is something that you are likely to receive from your IS
System Administrator if your company has a system in which you log
into the corporate servers from your handheld using a modem or
network connection. The script is generally prepared by the System
Administrator and distributed to users who need it. It automates the
events that must take place in order to establish a connection between
your handheld and the corporate servers.
Tap to select automatic
IP address

Page 176 Setting Preferences for Your Handheld
You can create login scripts in two ways:
■In a text editor on your desktop computer, in which you create a
file with the extension PNC, which you then install on your
handheld using the Install Tool (this method is not available to
Macintosh users)
■In the Login Script dialog box on your handheld, accessed from the
Details dialog box in Network Preferences
Note: You can also use non-ASCII and literal characters in your
login script. See Appendix C for more information.
Creating a login script on your handheld
You can create login scripts by selecting commands from the
Command pick list in the Login Script dialog. Some commands, such
as Send, require you to supply additional information. Those
commands have a parameter field so that you can add the necessary
data.
To create a login script:
1. Tap Script.
2. Tap the End pick list.
Tap here to see the list
of available commands
Tap here

Chapter 7 Page 177
3. Tap the command you want from the Command list. If the
command requires additional information, a field appears to the
right of it for you to enter the information. The following
commands are available:
Wait For Tells your handheld to wait for specific
characters from the TCP/IP server before
executing the next command.
Wait For
Prompt
Detects a challenge-response prompt coming
from the server and then displays the
dynamically generated challenge value. You
then enter the challenge value into your token
card, which in turn generates a response value
for you to enter on your handheld. This
command takes two arguments, separated by a
vertical bar (|) on the input line.
Send Transmits specific characters to the TCP/IP
server to which you are connecting.
Send CR Transmits a carriage return or LF character to the
TCP/IP server to which you are connecting.
Send User
ID
Transmits the User ID information entered in the
User ID field of the Network Preferences screen.
Send
Password
Transmits the password entered in the Password
field of the Network Preferences screen. If you
did not enter a password, this command
prompts you to enter one. The Password
command is usually followed by a Send CR
command.
Delay Tells your handheld to wait a specific number of
seconds before executing the next command in
the login script.
Get IP Reads an IP address and uses it as the IP address
for your handheld. This command is used with
SLIP connections.
Prompt Opens a dialog box and prompts you to enter
text of some kind (for example, a password or a
security code).
End Identifies the last line in the login script.

Page 178 Setting Preferences for Your Handheld
4. Repeat steps 2 and 3 until the login script is complete.
5. Tap OK.
Plug-in applications
You can create plug-in applications containing script commands that
extend the functionality of the built-in script commands. A plug-in
application is a standard PRC application that you install on your
handheld just like any other application. After you install the plug-in
application, you can use the new script commands in a login script.
Plug-in applications have the following characteristics:
■Written in C language
■Compiled into a device executable
■Called properly from a login script
■Able to return control to a login script after it terminates
■Created using a development environment that supports Palm OS
software, such as Metrowerks CodeWarrior for Palm Platform.
For additional information on creating plug-in applications, send
e-mail to Palm Developer Support at devsupp@palm.com.
Deleting a service template
There is only one way to delete a service template: use the Delete
command from the Service menu.
To delete a service template:
1. Tap the Service pick list.
2. Tap the service template you want to delete.
3. Tap the Menu icon .
4. Tap Service, and then tap Delete.
5. Tap OK.
Network preferences menu commands
The Network Preferences screen includes menu commands to make it
fast and easy to create and edit service templates. TCP/IP application
menus are shown here for your reference. See “Using menus” in
Chapter 1 for more information about choosing menu commands.

Chapter 7 Page 179
Service menu
Options menu
TCP/IP troubleshooting
If you are having a problem establishing a network connection using
TCP/IP, try the suggestions listed.
Displaying expanded Service Connection Progress
messages
It’s helpful to identify at what point in the login procedure the
connection fails. An easy way to do this is to display the expanded
Service Connection Progress messages. Expanded Service Connection
Progress messages describe the current stage of the login procedure.
Press the lower half of the scroll button at any point during login to
display these messages.
Viewing the Network Log
If viewing the expanded Service Connection Progress messages does
not give you enough information to find out why you cannot connect
to your ISP or dial-in server, take a look at the Network Log. The
Network Log lists all of the communication that occurs between your
modem and your dial-in server during the login procedure. The
information in the Network Log can help your ISP or your System
Administrator pinpoint where the login procedure communication
fails and why.
To view the Network Log:
1. Tap Options, and then tap View Log.
2. Tap the up and down arrows of the scroll bar to see the entire
Network Log.
3. Tap Done.

Page 180 Setting Preferences for Your Handheld
Adding a DNS number
If your ISP or dial-in server requires a DNS number and you did not
enter that information in the Network Preferences screen, it will
appear that you successfully logged into your network. When you try
to use an application or look up information, however, the connection
fails. If this occurs, try adding a DNS number. Ask your ISP or your
System Administrator for the correct Primary and Secondary DNS IP
numbers.
Owner preferences
The Owner Preferences screen enables you to record a name, company
name, phone number, or any other information that you want to
associate with your handheld.
If you use the Security application to turn off and lock your handheld
with a password, information that you put in the Owner Preferences
displays the next time you turn on your handheld. See Chapter 1 for
more information.
To enter the Owner preferences:
■Enter the text that you want to associate with your handheld in the
Owner Preferences screen. If you enter more text than can fit on
one screen, a scroll bar automatically appears on the right side of
the screen.
If you assign a password with the Security application, the
information in the Owner Preferences screen cannot be changed. In
this case, an Unlock button appears at the bottom of the screen.

Chapter 7 Page 181
To unlock the Owner Preferences screen:
1. Tap Unlock.
2. Enter the password that you defined in the Security application.
3. Tap OK.
ShortCuts preferences
The ShortCuts Preferences screen enables you to define abbreviations
for entering text with Graffiti strokes. This section describes how to
create, edit, and delete a ShortCut. See Chapter 2 for more information
on the use of ShortCuts.
Creating a ShortCut
You can create a ShortCut for any words, letters, or numbers. All
ShortCuts you create appear on the list in the ShortCut Preferences
screen. All the ShortCuts are available in any of your handheld
applications and are backed up on your computer when you perform
a HotSync operation.
To create a ShortCut:
1. Tap New.
2. On the ShortCut name line, enter the letters you want to use to
activate the ShortCut.
3. Tap the ShortCut Text area and enter the text that you want to
appear when you write the ShortCut characters.
Tip: You may want to add a space (space character) after the last
word in your ShortCut text. This way, a space automatically
follows the ShortCut text.
4. Tap OK.
Tap
New

Page 182 Setting Preferences for Your Handheld
Tip: To use a ShortCut, draw the ShortCut stroke followed by the
ShortCut characters. When you draw the ShortCut stroke,
the ShortCut symbol appears at the insertion point to show
that you are in ShortCut mode.
Editing a ShortCut
After you create a ShortCut, you can modify it at any time.
To edit a ShortCut:
1. Tap the ShortCut you want to edit.
2. Tap Edit.
3. Make the changes you want and tap OK.
Deleting a ShortCut
If you no longer need a ShortCut, you can delete it from the list of
ShortCuts.
To delete a ShortCut:
1. Tap the ShortCut you want to delete.
2. Tap Delete.
3. Tap Yes.
ShortCut

Appendix A Page 183
Appendix A
Maintaining Your
Handheld
This chapter provides information on the following:
■Proper care of your handheld
■Prolonging battery life
■Resetting your handheld
Caring for your handheld
Your handheld is designed to be rugged and reliable and to provide
years of trouble-free service. Please observe the following general tips
when using your handheld:
■Take care not to scratch the screen of your handheld. Keep the
screen clean. When working with your handheld, use the supplied
stylus or plastic-tipped pens intended for use with a touch-
sensitive screen. Never use an actual pen or pencil or other sharp
object on the surface of the handheld screen.
■Your handheld is not waterproof and should not be exposed to rain
or moisture. Under extreme conditions, water may enter the
circuitry through the front panel buttons. In general, treat your
handheld as you would a pocket calculator or other small
electronic instrument.
■Take care not to drop your handheld or subject it to any strong
impact. Do not carry your handheld in your back pocket: if you sit
on it, you may damage it.
■Protect your handheld from temperature extremes. For example,
do not leave your organizer on the dashboard of a car on a hot day
or on a day when temperatures are below freezing, and keep it
away from heaters and other heat sources.
■Do not store or use your handheld in any location that is extremely
dusty, damp, or wet.
■Use a soft, damp cloth to clean your handheld. If the surface of the
handheld screen becomes soiled, clean it with a soft cloth
moistened with a diluted window-cleaning solution.

Page 184 Maintaining Your Handheld
Battery considerations
Please note the following considerations when replacing the batteries
in your handheld:
■Under normal conditions, your handheld batteries should provide
over one month of use. You can conserve battery life by
minimizing the use of the backlight feature, and changing the
Auto-off setting that automatically turns the handheld off after a
period of inactivity. See “General preferences” in Chapter 7 for
more information.
■If the batteries become low in the course of normal use, an alert
appears on the handheld screen describing the low battery
condition. If this alert appears, perform a HotSync® operation to
back up your data before you replace the batteries. This helps
prevent accidental data loss.
■When replacing the batteries, begin by turning your handheld off
(so there is no screen display). Never remove the batteries while
your handheld is turned on.
■When replacing the batteries, always use good quality batteries of
the same type. Use only alkaline batteries with your handheld.
■When you remove the batteries, the built-in backup power of your
handheld maintains memory data for a period of up to one
minute. Whenever you remove the batteries, replace them
immediately. If you encounter any difficulties in the course of
battery replacement, reinstall the original batteries and wait a few
minutes for the backup power to recharge.
■If the batteries drain to the point where your handheld does not
operate, it stores your data safely for approximately two weeks. In
this case, there is enough residual energy in the batteries to store
the data, but not enough to turn on your handheld. If your
handheld does not turn on when you press the power button, you
should replace the batteries immediately.
■If you leave drained batteries in your handheld for an extended
period of time, you can lose all of the stored data. If this happens,
replace the batteries and use the reset button to reset your
handheld. (See “Resetting your handheld” later in this chapter for
details.) After you reset your handheld, perform a HotSync
operation to restore the data from your computer.

Appendix A Page 185
Resetting your handheld
Under normal circumstances, you will not have to use the reset
button. On rare occasions, however, your handheld may no longer
respond to buttons or the screen. In this case, you need to perform a
reset to get your handheld running again.
Performing a soft reset
A soft reset tells your handheld to stop what it’s doing and start over
again. All records and entries stored in your handheld are retained
with a soft reset. After a soft reset, the Welcome screen appears,
followed by the Date and Time Preferences screen (to set date and
time).
To perform a soft reset:
■Use the tip of an unfolded paper clip (or similar object without a
sharp tip), to gently press the reset button inside the hole on the
back panel of your handheld.
Reset button

Page 186 Maintaining Your Handheld
Performing a hard reset
With a hard reset, all records and entries stored in your handheld are
erased. Never perform a hard reset unless a soft reset does not solve
your problem.
Note: You can restore any data previously synchronized with your
computer during the next HotSync operation.
To perform a hard reset:
1. Hold down the power button on the front panel of the handheld.
2. While holding down the power button, use the tip of an unfolded
paper clip (or similar object without a sharp tip) to gently press and
release the reset button.
3. Wait for the PalmTM logo to appear; then release the power button.
4. When a message appears on the handheld screen warning that you
are about to erase all the data stored on your handheld, do one of
the following:
Press the upper half of the scroll button on the front panel of the
handheld to complete the hard reset and display the Digitizer
screen.
Press any other button to perform a soft reset.
Note: With a hard reset, the current date and time are retained.
Formats Preferences and other settings are restored to their
factory default settings.
To restore your data from a Windows computer
after a hard reset:
1. Click the HotSync icon TM in the Windows system tray (bottom-
right corner of the taskbar).
Tip: You can also click the HotSync command on the Palm™
Desktop software menu bar.

Appendix A Page 187
2. From the HotSync Manager menu, choose Custom.
3. Select the appropriate user name from the list.
4. Select an application in the Conduit list.
5. Click Change.
6. Select Desktop overwrites handheld.
Note: Changing the HotSync setting from the default affects only
the next HotSync operation. Thereafter, the HotSync
Actions revert to their default settings. To use a new setting
on an ongoing basis, select the Set As Default box.
Thereafter, whatever you selected as the default setting is
used when you click the Default button in the Custom
dialog.
7. Click OK.
8. Repeat steps 4 through 7 to change conduit settings for other
applications.

Page 188 Maintaining Your Handheld
9. Click Done to activate your settings.
10. Perform a HotSync operation.
To restore your data from a Macintosh after a hard reset:
1. Double-click the HotSync Manager in the Palm folder.
2. From the HotSync menu, choose Conduit Settings.
3. From the Users pop-up menu, select the appropriate user name.
4. Select an application from the list.
5. Click Conduit Settings.
6. Click Macintosh overwrites handheld.
Note: Changing the HotSync setting from the default affects only
the next HotSync operation. Thereafter, the HotSync
Actions revert to their default settings. To use a new setting
on an ongoing basis, click Make Default. Thereafter,
whatever you selected as the default setting is used for
HotSync operations.

Appendix A Page 189
7. Click OK.
8. Repeat steps 4 through 7 to change conduit settings for other
applications.
9. Close the Conduit Settings window.
10. Perform a HotSync operation.

Page 190 Maintaining Your Handheld

Appendix B Page 191
Appendix B
Frequently Asked
Questions
If you encounter a problem with your handheld, do not call Technical
Support until you have reviewed the following list of frequently asked
questions, and you have also reviewed the following:
■The README file located in the folder where you installed the
Palm™ Desktop software on your computer
■The Helpnote folder located in the folder where you installed the
Palm Desktop software on your Windows computer (or on your
Palm Desktop software CD-ROM)
■The Palm Desktop online Help
■The Palm Desktop software for the Macintosh User’s Guide located in
the Documentation folder in the Palm Desktop software folder
■The “Palm Support Assistant” knowledgebase, accessible at
http://www.palm.com under the Support section
■The most recent Palm™ m100 series handheld HelpNotes on your
regional web site
If you are still having problems, contact Technical Support. For
US and International telephone numbers, go to http://www.palm.com.
Note: Thousands of third-party add-on applications have been
written for the Palm OS® handhelds. Unfortunately, we are not
able to support such a large number of third-party
applications. If you are having a problem with a third-party
application, please contact the developer or publisher of that
software.

Page 192 Frequently Asked Questions
Software installation problems
Problem Solution
The Palm Desktop
Installer Menu did not
appear when I inserted
the CD-ROM into my
Windows computer.
1. Click the Start button.
2. Choose Run from the Start menu.
3. Click Browse.
4. Locate your CD-ROM drive and
select the Setup.exe file.
5. Click Open.
6. Click OK.
I cannot install Palm
Desktop software on my
Windows computer.
Try the following:
1. Disable any virus scanning
software on your computer.
2. Press CTRL-ALT-DELETE and end all
tasks except Systray and Explorer.
Note: If a dialog with buttons
appears instead of a list of
tasks, click the Task List
button and then end all
tasks except Systray and
Explorer.
3. Make sure your computer has at
least 30 MB of disk space available.
4. Delete all temporary files.
5. Run ScanDisk on your computer.
6. Reinstall Palm Desktop software.
I cannot install Palm
Desktop software on a
Macintosh.
Try the following:
1. Disable any virus scanning
software on your Macintosh.
2. Quit any open applications.
3. Make sure your computer has at
least 25 MB of disk space available.
4. Reinstall Palm Desktop software.

Appendix B Page 193
Operating problems
Problem Solution
I don’t see anything
on my handheld’s
screen.
Try each of these in turn:
■Press an application button to ensure
your handheld is turned on.
■Tap the Contrast icon in the upper-
right corner of the Graffiti® writing area.
If the Contrast dialog box appears,
adjust the contrast by holding down the
up scroll button for a few seconds. If this
doesn’t work, hold the down scroll
button for a few seconds.
■If your handheld was exposed to cold,
make sure it is at room temperature.
■Make sure the batteries are fresh and
properly installed.
■Perform a soft reset. If your handheld
still doesn’t turn on, perform a hard
reset. See “Resetting your handheld” in
Appendix A.
Important: With a hard reset, all records
and entries stored in your
handheld are erased. Never
perform a hard reset unless a
soft reset does not solve your
problem. You can restore any
data previously synchronized
with your computer during the
next HotSync® operation. See
“Performing a hard reset” in
Appendix A for instructions on
restoring your data.

Page 194 Frequently Asked Questions
I get a warning
message telling me
my handheld
memory is full.
■Purge records from Date Book and To Do
List. This deletes To Do List items and
past Date Book events from the memory
of your handheld. See “Purging records”
in Chapter 5. You may need to perform a
HotSync operation to recover the
memory.
■Delete unused memos and records. If
necessary, you can save these records.
See “Deleting records” in Chapter 5.
■If you have installed additional
applications on your handheld, remove
them to recover memory. See “Removing
applications” in Chapter 3.
My handheld keeps
turning itself off.
Your handheld is designed to turn itself off
after a period of inactivity. This period can
be set at one, two, or three minutes. Check
the Auto-off setting. See “General
preferences” in Chapter 7.
My handheld is not
making any sounds.
Check the System, Alarm and Game Sound
settings. See “General preferences” in
Chapter 7.
My handheld has
frozen.
Perform a soft reset. See “Resetting your
handheld” in .

Appendix B Page 195
Tapping and writing problems
Problem Solution
When I tap the
buttons or screen
icons, my handheld
activates the wrong
feature.
Calibrate the screen. See “Digitizer
preferences” in Chapter 7.
When I tap the Menu
icon , nothing
happens.
Not all applications or screens have menus.
Try changing to a different application.
I can’t get my
handheld to
recognize my
handwriting.
■For your handheld to recognize
handwriting input with the stylus, you
need to use Graffiti writing. See “Using
Graffiti writing to enter data” in Chapter
2.
■Make the Graffiti character strokes in the
Graffiti writing area, not on the display
part of the screen.
■Write Graffiti strokes for letters in the
left-hand side, and the strokes for
numbers in the right-hand side of the
Graffiti writing area.
■Make sure that Graffiti is not shifted into
extended or punctuation modes. See
“Using Graffiti writing to enter data” in
Chapter 2.
■See “Graffiti tips” in Chapter 2 for tips on
increasing your accuracy when you write
Graffiti characters.

Page 196 Frequently Asked Questions
Application problems
Problem Solution
I tapped the Today
button, but it does
not show the correct
date.
Your handheld is not set to the current date.
Make sure the Set Date box in the Date and
Time Preferences screen displays the current
date. See “Customizing your handheld” in
Chapter 1 for more information.
I know I entered
some records, but
they do not appear in
the application.
■Check the Categories pick list (upper-right
corner). Choose All to display all of the
records for the application.
■Check Security and confirm that Private
Records is set to Show private records.
■In To Do List, tap Show and see if Show Only
Due Items is selected.
I am having
problems listing
memos the way I
want to see them.
■If you cannot manually arrange the order of
the memos in the list screen, check the Memo
Preferences setting. Make sure that Sort by is
set to Manual.
■If you choose to view your memos
alphabetically on Palm Desktop software
and then perform a HotSync operation, the
memos on your handheld still appear in the
order defined in the Memo Preferences
setting. In other words, the sort settings you
use with Palm Desktop software are not
transferred to your handheld.
I created an event in
Date Book, but it
doesn’t appear in the
Week View.
In the Week View, you cannot select
overlapping events that have the same start
time. If you have two or more events with the
same start time, choose the Day View to see the
overlapping events.
I entered the euro
symbol, but after a
HotSync operation it
doesn’t appear in my
Palm Desktop
software.
You must have fonts that include the euro
symbol on your desktop computer. Check
these web sites for additional information:
http://www.microsoft.com/windows/euro.asp
http://til.info.apple.com/techinfo.nsf/artnum/
n22222

Appendix B Page 197
HotSync problems
Problem Solution
I cannot do a
HotSync operation;
what should I check
to make sure I am
doing it correctly?
■Make sure the cradle/cable is connected
securely.
On a Windows computer try these steps:
■Check the Windows system tray to make
sure the HotSync Manager is running. If
it is not, open Palm Desktop software.
■Make sure you selected Local USB or
Local Serial, as appropriate, from the
HotSync Manager menu.
■If you are using the optional serial
cradle/cable, make sure you selected the
correct serial port on the Local tab in the
Setup dialog box. It should be set to the
port where you connected the cradle/
cable.
On a Macintosh try these steps:
■Make sure HotSync Manager is enabled.
If it is not, double-click the HotSync
Manager icon in the Palm folder and
enable HotSync Manager on the HotSync
Controls tab.
■If you are using the optional serial
cradle/cable, double-click the HotSync
Manager icon in the Palm folder and then
click the Serial Port Settings tab. Make
sure Local is selected and that the port
selection matches the port where your
cradle/cable is attached.
I did a HotSync
operation, but one of
my applications did
not synchronize.
■On a Windows computer, click the
HotSync Manager and choose Custom.
Check that the correct conduit is active.
■On a Macintosh, double-click the
HotSync Manager icon. From the
HotSync menu, choose Conduit Settings.
Select your user name from the User pop-
up menu, and check that the correct
conduit is active.

Page 198 Frequently Asked Questions
I am using Outlook
as my PIM, but I
cannot do a HotSync
operation.
■Click the HotSync Manager and choose
Custom. Check that the correct conduit is
active.
■Check that the correct conduit is
installed. Reinstall the HotSync Manager
and make sure the correct conduit is
selected.
I cannot launch the
HotSync Manager.
■If you are using the optional serial
cradle/cable, or if you are performing a
HotSync operation using a modem, make
sure you are not running another
program, such as America Online,
CompuServe, or WinFax, that uses the
serial port you selected in the Setup
dialog box.
■Backup the Palm Desktop software,
uninstall it, then reinstall it.
I tried to do a local
HotSync operation,
but it did not
complete
successfully.
■If you are using a cradle, make sure your
handheld is seated in the cradle correctly.
If you are using a cable, make sure that it
is connected securely to your handheld.
■Check the connection between the
cradle/cable and the USB or serial port
on your computer.
■Make sure the user name you selected in
Palm Desktop software matches the user
name assigned to your handheld.
■Make sure the date on your computer
matches the date on your handheld.
■Read the HotSync Log for the user
account for which you are performing a
HotSync operation.
On a Windows computer, try each step in
turn:
■Make sure HotSync Manager is running.
If it is running, close it, and restart it.
■Make sure you selected Local USB or
Local Serial, as appropriate, from the
HotSync Manager menu.

Appendix B Page 199
I tried to do a local
HotSync operation,
but it did not
complete
successfully.
(continued)
■If you are using the optional serial
cradle/cable, make sure you selected the
correct serial port on the Local tab in the
Setup dialog. It should be set to the port
where you connected the cradle/cable.
■If you are using the optional serial
cradle/cable, try a lower baud rate
setting on the Local tab in the Setup
dialog.
■If you are using the optional serial
cradle/cable, make sure you aren’t
running a program, such as America
Online, CompuServe, or WinFax, that
uses the serial port you selected in the
Setup dialog box.
On a Macintosh, try each step in turn:
■Make sure HotSync Manager is enabled
on the HotSync Controls tab in the
HotSync Software Setup window.
■If you are using the optional serial
cradle/cable, make sure you selected
Local on the Serial Port Settings tab in the
HotSync software settings window, and
that the Local Setup port matches the port
where your cradle/cable is connected.
■If you are using the optional serial
cradle/cable, try a lower Speed setting on
the Serial Port Settings tab.
■If you are using the optional serial
cradle/cable, make sure you aren’t
running a program, such as America
Online, fax or telephony software, or
AppleTalk networking that uses the
serial port you selected in the Serial Port
Settings tab.

Page 200 Frequently Asked Questions
I tried to do a modem
HotSync operation,
but it did not
complete
successfully.
Check the following on your computer:
■Make sure your computer is turned on
and that it does not shut down
automatically as part of an energy-
saving feature.
■Make sure the modem connected to
your computer is turned on and is
connected to the outgoing phone line.
■Make sure the modem you are using
with your handheld has an on-off
switch. Your handheld cannot “wake
up” a modem that has an auto-off
feature.
■Make sure the modem is connected
properly to your computer and is
connected to the incoming phone line.
On a Windows computer, check the
following:
■Make sure Modem is checked in the
HotSync Manager menu.
■Confirm that the Setup String in the
Setup dialog box configures your
modem correctly. You may need to
select a different Modem Type or enter a
custom Setup String. Most modems
have a Setup String that causes them to
send initial connection sounds to a
speaker. You can use these sounds to
check the modem connection.
■Confirm that the Speed setting in the
Setup dialog box works for your
modem. If you have problems using the
As Fast As Possible option or a specific
speed, try using a slower speed.

Appendix B Page 201
I tried to do a modem
HotSync operation,
but it did not
complete
successfully.
(continued)
■Make sure you are not running another
program, such as WinFax, CompuServe,
or America Online that uses the serial
port you selected in the Setup dialog box.
■Make sure your modem resets before you
try again. (Turn off your modem, wait a
minute, then turn it back on.)
On a Macintosh, check the following:
■Make sure Modem is selected on the
Serial Port Settings tab in the HotSync
Software Setup window.
■You may need to select a different
Modem type or enter a Custom setup
string on the Serial Port Settings tab.
Most modems have a setup string that
causes them to send initial connection
sounds to a speaker. You can turn on the
Modem Speaker option and use these
sounds to check the modem connection.
■Make sure you are not running another
program, such as America Online, fax or
telephony software, or AppleTalk
networking that uses the serial port you
selected in the Serial Port Settings tab.
■Make sure your modem resets before
you try again. (Turn off your modem,
wait a minute, then turn it back on.)
Check the following on your handheld:
■Confirm that the telephone cable is
securely attached to your modem.
■Make sure the dialing instruction dials
the correct phone number.
■If you need to dial an outside line prefix,
make sure you selected the Dial Prefix
option on your handheld and entered
the correct code.

Page 202 Frequently Asked Questions
I tried to do a modem
HotSync operation,
but it did not
complete
successfully.
(continued)
■If the telephone line you are using has
Call Waiting, make sure you selected the
Disable call waiting option under
Modem Sync Phone Setup on your
handheld and entered the correct code.
■Make sure the telephone line you are
using is not noisy, which can interrupt
communications.
■Check the batteries in your modem and
replace them if necessary.
I can’t perform an IR
HotSync operation.
■On a Windows computer, be sure the
HotSync Manager is running and the
Serial Port for local operations is set to the
simulated port for infrared
communication. See “IR HotSync
operations” in Chapter 6 for details.
■On a Macintosh, open the HotSync
Software Setup window and be sure
HotSync Manager is enabled and that the
Local Setup Port is set to Infrared Port.
See “IR HotSync operations” in Chapter 6
for more information.
■On your handheld, be sure the HotSync
application is set to Local, with the option
IR to PC/Handheld.
■Be sure the IR port of your handheld is
aligned directly opposite to, and within a
few inches of, the infrared device of your
computer.
■IR HotSync operations do not work after
you receive a low battery warning. Check
the batteries in your handheld and
replace them if necessary.
My handheld
appears to freeze
when I place it near
my computer.
Move your handheld away from the
computer’s infrared port.

Appendix B Page 203
When I press the
HotSync button on
the cradle/cable,
nothing happens on
the Palm Desktop
software, and my
handheld times out.
■Make a copy of your Palm folder.
Uninstall, then reinstall Palm Desktop
software.
■Turn on your handheld and tap the
Applications icon. Tap the HotSync icon,
then tap Local.
When I perform a
HotSync operation,
my information does
not transfer to Palm
Desktop software.
■If you have performed a HotSync
operation successfully, but you cannot
find the data from your handheld on
Palm Desktop software, check to see you
have the correct user name selected for
viewing data.
■On a Windows computer, click the
HotSync Manager and choose Custom.
Check that all conduits are set to
synchronize files.
■On a Macintosh, double-click the
HotSync Manager icon. From the
HotSync menu, choose Conduit Settings.
Select your user name from the User pop-
up menu, and check that the correct
conduit is active.
My handheld
displays the message
“Waiting for sender”
when it’s near my
computer’s infrared
port.
■Your computer’s infrared port may be set
to search automatically for the presence
of other infrared devices. Consult the
documentation for your operating
system for information about turning off
this option.
■In some cases, simply moving your
handheld away from the computer’s
infrared port solves the problem.

Page 204 Frequently Asked Questions
I want to
synchronize my
computer with more
than one handheld.
■If the computer running Palm Desktop
software synchronizes with more than
one handheld, each handheld must have
a unique name. Assign a user name to
your handheld the first time you perform
a HotSync operation.
■Please be aware that synchronizing more
than one handheld with the same user
name causes unpredictable results and,
potentially, loss of your personal
information.

Appendix B Page 205
Beaming problems
Problem Solution
I cannot beam data to
another Palm OS
handheld.
■Confirm that your handheld and the
other Palm OS handheld are between ten
centimeters (approximately 4") and one
meter (approximately 39") apart, and that
the path between the two handhelds is
clear of obstacles. Beaming distance to
other Palm OS handhelds may be
different.
■Move your handheld closer to the
receiving handheld.
When someone
beams data to my
handheld, I get a
message telling me it
is out of memory.
■Your handheld requires at least twice the
amount of memory available as the data
you are receiving. For example, if you are
receiving a 30K application, you must
have at least 60K free.
■Perform a soft reset. See “Performing a
soft reset” in Appendix A for more
information.

Page 206 Frequently Asked Questions
Password problems
Problem Solution
I forgot the
password, and my
handheld is not
locked.
■First, use the password hint to try and
remember the password. If this does not
help, or if you do not have a password
hint, you can use Security to delete the
password, but your handheld deletes all
entries marked as private. However, if
you perform a HotSync operation before
you delete the password: the HotSync
process backs up all entries, whether or
not they are marked private. Then, you
can follow these steps to restore your
private entries:
1. Use the Palm Desktop software and
the cradle/cable or infrared
communication to synchronize your
data.
2. Tap Forgotten Password in Security
to remove the password and delete all
private records.
3. Perform a HotSync operation to
synchronize your data and restore the
private records by transferring them
from your computer to your
handheld.
I forgot the password
and my handheld is
locked.
■First, use the password hint to try and
remember the password. If this does not
help, or if you do not have a password
hint, you must perform a hard reset to
continue using your handheld. See
“Performing a hard reset” in Appendix A
for more information.

Appendix B Page 207
Technical support
If, after reviewing the sources listed at the beginning of this appendix,
you cannot solve your problem, contact your regional technical
support office by e-mail, phone, or fax.
Before requesting support, please experiment a bit to reproduce and
isolate the problem. When you do contact support, please be ready to
provide the following information:
■The name and version of the operating system you are using
■The actual error message or state you are experiencing
■The steps you take to reproduce the problem
■The version of handheld software you are using and available
memory
To find version and memory information:
1. Tap the Applications icon .
2. Tap the Menu icon .
3. Tap App, and then tap Info.
Note: Thousands of third-party add-on applications have been
written for the Palm OS handhelds. Unfortunately, we are
not able to support such a large number of third-party
applications. If you are having a problem with a third-party
application, please contact the developer or publisher of that
software.
4. Tap Version to see version numbers, and tap Size to see the amount
of free memory in kilobytes.

Page 208 Frequently Asked Questions

Appendix C Page 209
Appendix C
Non-ASCII Characters
for Login Scripts
The following information enables you to create custom login scripts
that require non-ASCII characters. It is provided for advanced users
who understand the use and requirements of such characters in a
custom login script.
Use of ^char
You may use the caret ( ^ ) to transmit ASCII command characters. If
you send ^char, and the ASCII value of char is between @ and _, then
the character is automatically translated to a single-byte value
between 0 and 31.
For example, ^M is converted to a carriage return. If char is a value
between a and z, then the character sequence is translated to a single-
byte value between 1 and 26. If char is any other value, then the
character sequence is not subject to any special processing.
For example, the string “Joe^M” transmits Joe, followed by a carriage
return.
Carriage return and line feed
You may include carriage return and line feed commands as part of
the login script, when entered in the following format:
■<cr>Sends or receives a carriage return
■<lf>Sends or receives a line feed
For example, the string “waitfor Joe<cr><lf>” waits to receive Joe
followed by a carriage return and line feed from the remote computer
before executing the next command in the script.
Literal characters
The backslash ( \ ) character defines that the next character is
transmitted as a literal character, and is not subject to any special
processing ordinarily associated with that character.

Page 210 Non-ASCII Characters for Login Scripts
Examples:
■\^ Includes a caret as part of the string
■\< Includes a < as part of the string
■\\ Includes a backslash as part of the string

Product Regulatory Information Page 211
Product Regulatory Information
FCC Statement
This device complies with part 15 of the FCC rules. Operation is subject to the following
two conditions: (1) This device may not cause harmful interference, and (2) this device
must accept any interference received, including interference that may cause undesired
operation.
Note: This equipment has been tested and found to comply with the limits for a
Class B digital device, pursuant to Part 15 of the FCC rules. These limits are
designed to provide reasonable protection against harmful interference in a
residential installation. This equipment generates, uses, and can radiate radio
frequency energy and, if not installed and used in accordance with the
instructions, may cause harmful interference to radio communications.
However, there is no guarantee that interference will not occur in a particular
installation. If this equipment does cause harmful interference to radio or
television reception, which can be determined by turning the equipment off
and on, the user is encouraged to try to correct the interference by one or more
of the following measures:
■Reorient or relocate the receiving antenna.
■Increase the separation between the equipment and receiver.
■Connect the equipment into an outlet on a circuit different from that to which the
receiver is connected.
■Consult the dealer or an experienced radio/TV technician for help.
The use of shielded I/O cables is required when connecting this equipment to any and
all optional peripheral or host devices. Failure to do so may violate FCC rules.
Caution: Changes or modifications not covered in this manual must be approved in
writing by the manufacturer’s Regulatory Engineering Department. Changes
or modifications made without written approval may void the user’s
authority to operate this equipment.
Palm™ m100 series Product
Family
Tested to Comply
With FCC
Standards
FOR HOME OR OFFICE USE
Responsible Party:
Palm, Inc.
5470 Great America Parkway
Santa Clara, California 95052
United States of America
(408) 326-9000

Page 212 Product Regulatory Information
Canadian ICES-003 Statement
This Class B digital apparatus meets all requirements of the Canadian Interference-
Causing Equipment Regulations.
Cet appareil numérique de la classe B respecte toutes les exigences du Réglement sur le
matériel brouilleur du Canada.
CE Compliance Statement
This product was tested by Palm, Inc. and found to comply with all the requirements of
the EMC Directive 89/336/EEC as amended.
This is a Class B product based on the standard of the Voluntary Control Council for In-
terference from Information Technology Equipment (VCCI). If this is used near a radio
or television receiver in a domestic environment, it may cause radio interference. Install
and use the equipment according to the instruction manual.
Battery Warning
Do not mutilate, puncture, or dispose of batteries in fire. The batteries can burst or ex-
plode, releasing hazardous chemicals. Discard used batteries according to the manufac-
turer’s instructions and in accordance with your local regulations.
Varning
Eksplosionsfara vid felaktigt batteribyte. Använd samma batterityp eller en ekvivalent
typ som rekommenderas av apparattillverkaren. Kassera använt batteri enligt fabrikan-
tens instruktion.
Advarsel!
Lithiumbatteri—Eksplosionsfare ved fejlagtig håndtering. Udskiftning må kun ske med
batteri af samme fabrikat og type. Levér det brugte batteri tilbage tilleverandøren.
Varoitus
Paristo voi räjähtää, jos se on virheellisesti asennettu. Vaihda paristo ainoastaan valm-
istajan suosittelemaan tyyppiin. Hävitä käytetty paristo valmistajan ohjeiden mukaises-
ti.

Product Regulatory Information Page 213
Advarsel
Eksplosjonsfare ved feilaktig skifte av batteri. Benytt samme batteritype eller en tils-
varende type anbefait av apparatfabrikanten. Brukte batterier kasseres i henhold til fab-
rikantens instruksjoner.
Waarschuwing!
Bij dit produkt zijn batterijen geleverd. Wanneer deze leeg zijn, moet u ze niet weggoo-
ien maar inleveren als KCA.
Uwaga

Page 214 Product Regulatory Information

Index Page 215
Index
A
ABA (Address Book archive file) 39
Accented characters
Graffiti writing 35
onscreen keyboard 38
Add-on applications 46–51
Address Book
*If Found Call* entry 115
adding custom fields 118
archive files (.aba) 39
business card for beaming 83
categorizing records 85
conduit for synchronizing 141
creating records 72, 113–115
deleting records 75
displaying category 118
displaying data in the Address
list 116
finding records 88–89
fonts 96
menus 117
notes for records 96
opening 69
overview 68
private records 95
sorting records 92
Agenda (Date Book view) 110
Alarm
lists 98
preset 113
setting in Clock 132
setting in Date Book 103
setting in Note Pad 125
sound 113, 134, 163, 194
Alphabet
Graffiti writing 32
onscreen keyboard 17, 23
Application buttons 6, 19
for cycling through views 68, 69,
70, 71
reassigning 158
Applications
Address Book 68
beaming 82–84
Calculator 71
categories 43–44
Clock 72
Date Book 67
font style 97
installing 46–50
Launcher 19, 43–45
Memo Pad 71
Note Pad 70
opening 19
plug-in 178
preferences for 45
removing 50
security 52
size in kilobytes 207
To Do List 69
version of 207
viewing as icons 44
viewing as list 44
See also Add-on applications
Archive files
importing data from 39
for main applications 39
saving deleted records 75
saving purged records 76
Auto-off delay 162
Autotext. See Graffiti ShortCuts
B
Backlight 5, 159
Batteries
battery door 7
conserving power 162
gauge 19
installing 11
life and use 184
warning 212–213
Beaming
information 82–84
location of IR port 7
pen stroke to activate 160
problems with 205
See also Infrared

Page 216 Index
Bold font for text 96
Business card for beaming 83
Buttons preferences 158
C
Cable
connecting to computer 8
for local HotSync operations 147
Calculator
buttons explained 130–131
memory 130
opening 72
overview 71
recent calculations 71, 131
Calibration 16, 161, 195
Call Waiting, disabling 152, 170
Calling card, using in phone settings
152, 171
Capital letters (Graffiti writing) 33
Card. See Expansion Card
Caring for the handheld 183
Categories
application 43–44
assigning records to 84–85
beaming 82–83
creating 86–87
default 85
displaying 86, 118, 196
merging 88
renaming 87
using in Applications Launcher
44
Chain calculations 131
Characters, Graffiti 29
Check boxes 18
Clearing Calculator entries 130
Clearing notes 74
Clock
alarm 132
alarm preferences 134
display options 134
menus 133
opening 72, 132
Combining categories 88
Comma delimited files, importing
data from 39
Command
buttons 18
equivalents (Graffiti writing) 21
toolbar 21
Command stroke 21, 84, 91
Compressing Day view 112
Computer keyboard, entering data
with 25
Conduits
for connecting to PIMs 16
for modem HotSync operations
152
for synchronizing applications
197, 141–142, 188
for synchronizing applications,
Macintosh 142–143
Conflicting events 109
Connecting
service templates 172
to server or ISP 171
Connection
preferences 166
selecting for network 168
Continuous events
deleting from Date Book 76
scheduling 104
Contrast control 17
Copying
notes into other applications 70
text 74
Country default setting 161
Cradle
connecting to computer 8
for local HotSync operations 78,
147
Creating
Address Book entries 113–115
categories 43–44, 86–87
custom fields in Address Book
118
Date Book events 99
memos 128
notes for records 96
records 72
To Do List items 119
Current date 196

Index Page 217
Current time 19
displaying in Date Book 107
setting 27
Custom fields, in Address Book 118
Customizing. See Preferences
Cutting text 74
Cycling through views 68, 69, 70, 71
D
Data entry. See Entering data
Date
displaying in Clock 134
setting current 27, 196
To Do List record due 121
Date and Time preferences 26
Date Book
adding Address Book data to
records 90–91
Agenda view 110
alarm 103
archive files (.dba) 39
changing event time 103
changing event to untimed 102
conduit for synchronizing 141
conflicting events 109
continuous events 104–106
creating records 72, 99–103
Day view 107
deleting records 75
display options 112
displaying current time 107
end time for Day view 113
fonts 96
menus 111
Month view 109
notes for records 96
opening 68
overview 67
private records 95
purging records 76
repeating events 76, 104–106
scheduling events 99–103
selecting dates 101
start time for Day view 113
Sunday or Monday to start week
162
switching views 107
untimed events 99, 102
Week view 107, 162, 196
Day
displaying in Clock 134
in Date Book view 99, 112
DBA (Date Book archive file) 39
Decimal point 162
Default
categories 85
settings. See Preferences
Deleted data, saving in archive files
75
Deleting
applications 46, 50
Desktop software 51
Graffiti characters 31
passwords 53
records 75
service templates 178
text 74
See also Purging records
Desktop software 12–14
for entering data 25
linking to external files 153
removing 51, 52
saving deleted data to an archive
file 75
system requirements 4
upgrading 8
See also PIM
Digitizer 16, 161, 195
DNS (Domain Naming System) 174
Double-booked events 109
Dragging
memos into other applications
71
stylus to activate features 159
using the stylus 17
E
Editing records 73–75
E-mail addresses
in Address Book 115, 116
Entering data 22–25
importing from other

Page 218 Index
applications 39–41
problems with 195
using Graffiti writing 29–37
using Note Pad 38
using the computer keyboard 39
using the onscreen keyboard 38
Entries. See Address Book
Euro
in Graffiti writing 35
in onscreen keyboard 23
problems with 196
Events. See Date Book
Exchanging data. See HotSync
Exclamation marks in To Do List 122
Expansion
adding hardware 8, 59
using cards 59–65
Expansion Card
applications 60
copying applications 61
deleting applications 62
formatting 64
inserting 59
removing 60
renaming 64
External keyboard 26
F
Face plate 5, 6
changing 10
FAQ 191–206
FCC Statement 211
Files, linking to external 153
Finding
applications, using Graffiti
writing 19
information in applications
88–91
phone numbers 90–91
using the Find application 89
Fonts 96, 97
Formats preferences 161
Frequently asked questions 191–206
Frozen handheld 194
G
Games 163
General preferences
alarm sounds 163
auto-off delay 162
system sounds 163
Glossary. See Graffiti ShortCuts
Graffiti
accented characters 35
alphabet 29, 32
basic concepts 29
capital letters 33
Command stroke 21
defined 24
Giraffe game for practicing 24
how to write characters 30
menu commands 21
moving the cursor 36
numbers 33
online Help 75, 159
problems using 195
punctuation marks 34
ShortCuts for entering data 37,
181–182
symbols 35
tips 31
writing 29–37
writing area 5, 30
H
handheld
battery door 7
battery installation 11
Hard reset 186, 193
Hardware add-ons 8, 59
Help
Graffiti 75
online tips 22
Hiding records 93
HotSync
buttons preferences 160
conduits for synchronizing
applications 141–142,
188
conduits for synchronizing
applications,

Index Page 219
Macintosh 142–143
customizing 141, 142
defined 77
first-time operation 77–82,
154–156
HotSync Manager 77
IR operation 143–147
linking to external files 153
local operation 78, 136, 198, 199
local operation on Macintosh 81
modem operation 137, 148–153,
200–202
modem settings 149
operations using cradle/cable
147, 164
operations using IR port
144–146, 165–166
problems with 197–203
problems with IR 202
restoring data 186–189
setting options 135–137
for synchronizing data 12
using with another PIM 51
I
Icons
alarm 103
application 17, 44
note 96
online Tips 22
onscreen 195
repeating event 105
Idle timeout of ISP or server
connection 173
Importing data 25, 39–41
Infrared
connections 164
HotSync operations 144–146,
165–166
port 7, 143
problems with IR HotSync
operations 202
requirements for computer 144
Initialization string 166
Installing
applications 46–50
batteries 11
conduit to install applications
141
Desktop software 14
International characters
Graffiti writing 35
onscreen keyboard 38
IP address 172, 174
IR port 7, 144
See also Beaming and Infrared
IR. See Infrared
IrCOMM 143, 164
IrDA (Infrared Data Association) 143
Items. See To Do List
K
Keyboard
computer 39
external 26
onscreen 17, 38, 159
L
Letters
font style 97
Graffiti 29, 32
onscreen keyboard 38
List, in Applications Launcher 44
Locking the handheld with a
password 54–57, 160, 180
Login scripts 175–178, 209
Looking up Address Book data
to add to other records 90–91
scrolling in Address list 89
Lost
handheld, contact for 115
records 196
Lotus Organizer, importing data
from 39
M
Macintosh 176
Macintosh computer
user profiles for 155
Maintenance information 183

Page 220 Index
Masking records 93
Memo Pad
adding Address Book data to
records 90–91
archive files (.mpa) 39
categorizing records 84
conduit for synchronizing 141
creating records 72, 128
deleting records 75, 105
dragging memos into other
applications 71
fonts 96
menus 129, 131
opening 71
overview 71
private records 95
reviewing memos 128
sorting records 92, 196
Memory
amount of free 207
for beaming 205
Calculator 130
regaining 76, 194
Memos. See Memo Pad
Menus 20–22, 195
Address Book 117
choosing 21
command equivalents (Graffiti
writing) 21
command toolbar 22
Date Book 111, 133
Edit menu 74–75
Memo Pad 127, 129, 131
menu bar 17, 20
Network Preferences 178
Note Pad 127
To Do List 123
Microsoft Outlook, connecting to 16,
198
MMC card 3
See also Expansion Card
Modem
HotSync operations via 148–153,
200–202
initialization string 166
Monday, to start week 162
Month (Date Book view) 109, 112
Moving the cursor (Graffiti writing)
36
MPA (Memo Pad archive file) 39
MultiMediaCard 3
See also Expansion Card
N
Network
connecting 172
connection type 173
idle timeout 173
login scripts 175–178
password 168
phone settings 169
preferences 166–180
primary DNS 174
secondary DNS 174
selecting connection 168
selecting service 167
TCP/IP 166
user name 167
Note Pad
alarm 125
clearing notes 74, 125
conduit for synchronizing 141
copying notes into other
applications 70
entering data 38
menus 127
opening 70
overview 70
private records 95
reviewing notes 124
Notes, attaching to records 96
Numbers
decimal point and thousands
separator 162
Graffiti writing 33
onscreen keyboard 17, 38
O
Onscreen keyboard 23, 38, 75
pen stroke to open 159
Opening
Address Book 69

Index Page 221
applications 19–20
Calculator 72
Clock 72, 132
Date Book 68
Memo Pad 71
Note Pad 70
To Do List 70
Organizer (Lotus PIM) 39
Outlook, connecting to 16, 198
Overlapping events 109
Owner preferences 180
P
Palm Desktop software. See Desktop
software
Passwords 52–57
changing 53
creating 52
deleting 53
for network 168
forgotten 57, 206
Pasting
notes into other applications 70
text 74
Pen stroke, full-screen 159–160
Peripheral hardware 8, 59
Personal information managers. See
PIM
Phone
Phone Lookup 90–91
selecting phone numbers for
Address list 116
selecting types of phone
numbers 115
settings for ISP or dial-in server
169–171
Pick lists 18
PIM (personal information manager)
using HotSync Manager with 51
using with handheld 16
See also Desktop software
Plug-in applications 178
port 150
Ports, IR on handheld 143
Power button 5
PPP 172
PQA (query application file
extension) 46
PRC (application file extension) 46,
178
Preferences 26
Buttons 158
choosing 45
Connection 166
Date and Time 26
Digitizer 161
Formats 161
General 162
HotSync buttons 160
Network 166–180
Owner 180
ShortCuts 181
Primary DNS 174
Printing records from applications 13
Prioritizing To Do List records 119,
123
Private records
displaying and creating 93–95,
196
lost with forgotten password 57
See also Security
Profiles 153
Punctuation marks
Graffiti writing 34
onscreen keyboard 38
Purging
records 76
See also Deleting
R
Range of times in Day view 113
Receiving data. See Beaming
information
Records
Address Book 113
beaming 82–83
choosing categories 84
creating 72
Date Book 99
defined 72
deleting 75, 105
displaying a category of 86

Page 222 Index
editing 73–75
fonts 96
hiding private 52, 93
lost 196
masking private 52, 93
Memo Pad 128
notes for 96
number of 207
private 93–95
purging 76
sorting 91–93
To Do List 119
unmasking individual 95
Reminder lists 98
Removing
applications 50
Desktop software 51
Renaming categories 87
Repeating events
deleting from Date Book 76
scheduling 104
Rescheduling events 103
Resetting handheld
hard reset 186, 193
location of reset button 7, 185
soft reset 185
Restoring data
from a Macintosh 188–189
from a Windows computer
186–188
S
Saving data 43, 73, 75
Scheduling events 99–103
Screen
backlight 5
blank 193
calibrating 16, 161
caring for 183
touching with your finger 5
Scroll
bar 18
buttons 6
SD card 3
See also Expansion Card
Searching. See Finding
Secondary DNS 174
Secure Digital card 3
See also Expansion Card
Security 52–57
changing password 53
deleting password 53
displaying owner’s name 180
forgotten password 57
private records 93–95
setting a password hint 53
unmasking individual records
95
Selecting
date for event 101
phone numbers in Address
Book 115
text 74, 75
Sending data. See Beaming
information
Serial port 137, 139, 140, 148, 150
Service
selecting for network 167
templates 172, 178
Settings. See Preferences
ShortCuts
backing up 141
managing 181–182
menu commands 21
predefined 37
using 37
Soft reset 185
Sorting
applications 44
records 91–93, 196
Sounds. See Alarm and System
sounds
Starting applications 19–20
Stylus
dragging with 17
pen stroke to activate a feature
159
tapping with 16
writing with 7, 29
Sunday, to start week 162
Symbols, in Graffiti writing 35
Synchronizing data. See HotSync
System

Index Page 223
conduit 141
requirements for Desktop
software 4
sounds 163
T
Tab delimited files, importing data
from 39
Tapping 16, 195
TCP/IP 166, 179
TDA (To Do List archive file) 39
Technical Support 191, 207
Text
copying 74
cutting 74
entry. See Entering data
files, importing data from 39, 40
fonts for 96
selecting all 75
Thousands separator 162
Time
alarm setting 103
format 162
setting current 27
setting event 99
start and end for Date Book Day
view 113
Tips, online 22
To Do List
adding Address Book data to
records 90–91
archive files (.tda) 39
categorizing records 84, 123
checking off items 120
completed items 122
completion date 122
conduit for synchronizing 141
creating records 72, 119
deleting records 75, 105
due date 121, 122
fonts 96
menus 123
notes for records 96
opening 70
overview 69
prioritizing records 119, 123
private records 95
purging records 76, 122
sorting records 92
Today. See Current date
Transferring data. See HotSync
Transmitting data. See Beaming
information
Troubleshooting 191–206
Turning off handheld
automatically 162
pen stroke for 160
problems with 194
Turning on handheld
application buttons 6
displaying owner’s name 180
power button 5
problems with 193
U
Undoing actions 74
Uninstalling Desktop software 51
Universal connector 8, 59, 164
Unresponsive handheld 194
Untimed events 99, 102, 104
Updating data. See HotSync
User name
for ISP 167
identifying handheld 180
User profiles 154
HotSync operation with 156
V
VCal 39
VCard 39
W
Web sites 16
Week (Date Book view) 107–108, 162,
196
Writing area 5
Writing. See Entering data

Page 224 Index