TIBCO Jaspersoft Studio User Guide
S1M12019_Jaspersoft%20Studio%20User%20Guide%20v6.3
User Manual: Pdf
Open the PDF directly: View PDF
.
Page Count: 362 [warning: Documents this large are best viewed by clicking the View PDF Link!]
- Chapter 1 Getting Started with Jaspersoft Studio
- Chapter 2 Creating a Simple Report
- Chapter 3 User Interface and Design View
- Chapter 4 Report Elements
- 4.1 Common Element Properties
- 4.2 Inserting, Selecting, and Positioning Elements
- 4.3 Formatting Elements
- 4.4 Graphic Elements
- 4.5 Text Elements
- 4.6 Frames
- 4.7 Inserting Page and Column Breaks
- 4.8 Working with Composite Elements
- 4.9 Anchors, Bookmarks, and Hyperlinks
- 4.10 Advanced Elements and Custom Components
- 4.11 Custom Visualization Component
- Chapter 5 Fields
- Chapter 6 Parameters
- Chapter 7 Variables
- Chapter 8 Expressions
- Chapter 9 Fonts
- Chapter 10 Data Adapters
- 10.1 Creating and Editing Data Adapters
- 10.2 Using Data Adapters in Reports and Datasets
- 10.3 Working with Database JDBC Connections
- 10.4 Working with a MongoDB Data Adapter
- 10.5 Working with a Native Cassandra Connection
- 10.6 Working with a Collection of JavaBeans Data Adapter
- 10.7 Working with XML Data Adapters
- 10.8 Working with XML/A Data Adapters
- 10.9 Working with CSV Data Adapters
- 10.10 Using the Empty Record Data Adapter
- 10.11 Working with the JRDataSource Interface
- 10.12 A Look at TIBCO Spotfire Information Links
- Chapter 11 Creating Queries
- Chapter 12 Accessing JasperReports Server from Jaspersoft Studio
- 12.1 Connecting to JasperReports Server
- 12.2 Publishing a Report to JasperReports Server
- 12.3 Working with JasperReports Server Templates
- 12.4 Creating and Uploading a Topic for Ad Hoc Views
- 12.5 Managing Repository Objects through Jaspersoft Studio
- 12.6 Creating and Uploading Chart Themes
- 12.7 Working with Domains
- 12.8 Understanding the repo: Syntax
- 12.9 Adding a Date/Time Stamp to Scheduled Output in JasperReports Server
- Chapter 13 Working with Tables
- Chapter 14 Working with Charts
- Chapter 15 HTML5 Charts in Commercial Editions
- Chapter 16 Working with Crosstabs
- Chapter 17 Working With the Map Component
- Chapter 18 Working with TIBCO GeoAnalytics Maps
- Chapter 19 Working with Subreports
- Chapter 20 Report Templates
- Chapter 21 Report Books
- Chapter 22 Preferences and Configuration
- Appendix A Concepts of JasperReports
- Glossary
- Index

Copyright ©2005-2016, TIBCO Software Inc. All rights reserved. Printed in the U.S.A. TIBCO, the TIBCO
logo, TIBCO Jaspersoft, the TIBCO Jaspersoft logo, TIBCO Jaspersoft iReport Designer, TIBCO JasperReports
Library, TIBCO JasperReports Server, TIBCO Jaspersoft OLAP, TIBCO Jaspersoft Studio, and TIBCO Jaspersoft
ETL are trademarks and/or registered trademarks of TIBCO Software Inc. in the United States and in
jurisdictions throughout the world. All other company and product names are or may be trade names or
trademarks of their respective owners.
This is version 0616-JSP63-11 of the TIBCO Jaspersoft Studio User Guide.

TABLE OF CONTENTS
Chapter 1 Getting Started with Jaspersoft Studio 11
1.1 Introduction to Jaspersoft Studio 11
1.2 Installing Jaspersoft Studio 12
1.2.1 Software Requirements 12
1.2.2 Hardware Requirements 13
1.2.3 Available Packages 13
1.2.4 Updating Your Workspace to Jaspersoft Studio 6.2 and Higher 13
1.2.5 Compatibility Between Versions 17
1.2.6 Accessing the Source Code 18
Chapter 2 Creating a Simple Report 19
2.1 Creating a New Report 19
2.2 Adding and Deleting Report Elements 23
2.2.1 Adding Fields to a Report 23
2.2.2 Deleting Fields 24
2.2.3 Adding Other Elements 24
2.3 Previewing a Report 24
2.4 Creating a Project Folder 25
Chapter 3 User Interface and Design View 27
3.1 Eclipse Interface 28
3.1.1 Learning More About Eclipse 28
3.2 User Interface Components 28
3.3 The Design Tab 29
3.4 Understanding Bands 30
3.4.1 Band Types 30
3.5 Specifying Report Properties 31
3.5.1 Columns 33
3.5.2 Advanced Options 33
3.6 Exporting Reports with Jaspersoft Studio 34
3.6.1 Compiling the Report 34
3.6.2 Preview and Exporting 34
3.6.3 Choosing Report Templates for PDF 35
TIBCO Software Inc. 3

TIBCO Jaspersoft Studio User Guide
Chapter 4 Report Elements 37
4.1 Common Element Properties 38
4.1.1 The Palette 38
4.1.2 Element Properties 38
4.2 Inserting, Selecting, and Positioning Elements 39
4.2.1 Inserting Elements 39
4.2.2 Selecting Elements 40
4.2.3 Positioning Elements 40
4.2.4 Positioning Elements in Containers 41
4.3 Formatting Elements 45
4.4 Graphic Elements 48
4.4.1 Line 48
4.4.2 Rectangle and Ellipse 48
4.4.3 Images 48
4.4.4 Padding and Borders 48
4.5 Text Elements 49
4.5.1 Static Text 49
4.5.2 Text Fields 49
4.6 Frames 50
4.7 Inserting Page and Column Breaks 51
4.8 Working with Composite Elements 51
4.8.1 Creating and Editing Composite Elements 51
4.8.2 Exporting and Importing Composite Elements 54
4.9 Anchors, Bookmarks, and Hyperlinks 55
4.9.1 Anchors and Bookmarks 56
4.9.2 Hyperlinks 57
4.9.3 Hyperlink Types 59
4.9.4 Creating a Hyperlink 60
4.10 Advanced Elements and Custom Components 60
4.11 Custom Visualization Component 61
Chapter 5 Fields 63
5.1 Understanding Fields 63
5.2 Registration of Fields from a SQL Query 65
5.3 Registration of JavaBean Fields 66
5.4 Fields and Text Fields 68
5.5 Data Centric Exporters 68
5.5.1 Configuring a Report's Metadata for PDF 508 Tags 68
5.5.2 Configuring a Report's Metadata for Use With the JSON Data Exporter 71
Chapter 6 Parameters 75
6.1 Managing Parameters 75
6.2 Default Parameters 77
6.3 Using Parameters in Queries 79
6.3.1 Using Parameters in a SQL Query 79
6.3.2 Using Parameters with Null Values 79
4 TIBCO Software Inc.

6.3.3 IN and NOTIN Clauses 80
6.3.4 Relative Dates 80
6.3.5 Passing Parameters from a Program 83
6.4 Parameters Prompt 84
Chapter 7 Variables 87
7.1 Defining or Editing a Variable 87
7.2 Base Properties of a Variable 87
7.3 Other Properties of a Variable 88
7.3.1 Evaluation Time 88
7.3.2 Calculation Function 89
7.3.3 Increment Type 89
7.3.4 Reset Type 90
7.3.5 Incrementer Factory Class Name 90
7.4 Built-In Variables 90
7.5 Tips & Tricks 91
Chapter 8 Expressions 93
8.1 Expression Types 93
8.2 Expression Operators and Object Methods 94
8.3 Using an If-Else Construct in an Expression 96
8.4 Using Unicode Characters in Expressions 97
8.5 Using Java as a Language for Expressions 97
8.6 Using Groovy as a Language for Expressions 98
8.7 Using JavaScript as a Language for Expressions 99
Chapter 9 Fonts 101
9.1 Font Extensions Reference 101
9.1.1 The Fonts Page 101
9.1.2 The Font Family Dialog 103
9.1.3 Font Sets 106
9.2 Example of Using Font Extensions 107
9.2.1 Creating Font Extensions and Font Sets 108
9.2.2 Using Font Extensions in a Report 112
9.3 Deploying Font Extensions to JasperReports Server 115
Chapter 10 Data Adapters 119
10.1 Creating and Editing Data Adapters 120
10.1.1 Creating a Data Adapter 120
10.1.2 Importing and Exporting Data Adapters 121
10.1.3 Copying a Data Adapter 122
10.2 Using Data Adapters in Reports and Datasets 122
10.2.1 Data Adapter For a Report 122
10.2.2 Data Adapters and Report Deployment 123
10.2.3 Default Data Adapter 123
10.3 Working with Database JDBC Connections 125
10.3.1 Creating a Database JDBC Connection 125
10.3.2 Troubleshooting a Database JDBC Connection 127
TIBCO Software Inc. 5

TIBCO Jaspersoft Studio User Guide
10.3.3 Using a Database JDBC Connection 129
10.4 Working with a MongoDB Data Adapter 131
10.4.1 Creating a Native MongoDB Connection 132
10.4.2 Creating a MongoDB JDBC Data Source 134
10.5 Working with a Native Cassandra Connection 136
10.5.1 Creating a Native Cassandra Data Adapter 136
10.5.2 Using a Cassandra Connection 138
10.6 Working with a Collection of JavaBeans Data Adapter 138
10.6.1 Implementing the Factory Class for a Collection of JavaBeans 139
10.6.2 Creating a Data Adapter from a Factory Class 140
10.6.3 Registering the Fields 141
10.7 Working with XML Data Adapters 141
10.7.1 Creating a Node Set for an XML Document 141
10.7.2 Creating an XML Data Adapter 143
10.7.3 Registration of Fields for an XML Data Adapter 145
10.7.4 XML Data Adapters and Subreports 146
10.8 Working with XML/A Data Adapters 148
10.8.1 Registration of fields in XML/A Providers 149
10.9 Working with CSV Data Adapters 149
10.9.1 Registration of the Fields for a CSV Data Adapter 152
10.10 Using the Empty Record Data Adapter 152
10.10.1 Understanding the Empty Record Implementation 153
10.11 Working with the JRDataSource Interface 153
10.11.1 Understanding the JRDataSource Interface 154
10.11.2 Implementing a New JRDataSource 154
10.11.3 Using a Custom JasperReports Data Source with Jaspersoft Studio 156
10.12 A Look at TIBCO Spotfire Information Links 157
Chapter 11 Creating Queries 161
11.1 Using the Dataset and Query Dialog 161
11.2 Working with the Query Builder 163
11.2.1 Query Outline View and Diagram View 163
11.2.2 Selecting Columns 165
11.2.3 Joining Tables 166
11.2.4 Data Selection Criteria (WHERE Conditions) 167
11.2.5 Acquiring Fields 168
11.2.6 Data Preview 168
Chapter 12 Accessing JasperReports Server from Jaspersoft Studio 169
12.1 Connecting to JasperReports Server 170
12.1.1 Advanced Connection Settings 171
12.1.2 Using Single Sign-on with JasperReports Server 172
12.2 Publishing a Report to JasperReports Server 174
12.2.1 Publishing Report Resources 174
12.2.2 Choosing a Data Source for a Published Report 174
12.2.3 Example of Publishing a Report 177
12.3 Working with JasperReports Server Templates 179
6 TIBCO Software Inc.

12.3.1 Creating a Custom JasperReports Server Template 179
12.3.2 Report Template Styles in Jaspersoft Studio 182
12.4 Creating and Uploading a Topic for Ad Hoc Views 183
12.5 Managing Repository Objects through Jaspersoft Studio 184
12.5.1 Adding, Modifying and Deleting Resources 185
12.5.2 Running a Report 186
12.5.3 Editing a Report 186
12.6 Creating and Uploading Chart Themes 187
12.7 Working with Domains 189
12.8 Understanding the repo: Syntax 190
12.9 Adding a Date/Time Stamp to Scheduled Output in JasperReports Server 191
Chapter 13 Working with Tables 195
13.1 Creating a Table 195
13.2 Editing a Table 201
13.2.1 Editing Table Properties 201
13.2.2 Editing Table Styles 201
13.2.3 Editing Cell Contents 202
13.2.4 Editing Table Data 203
13.2.5 Editing Table Source 204
13.3 Table Structure 204
13.3.1 Table Elements 204
13.3.2 Table Cells 205
13.4 Working with Columns 206
13.4.1 Table Properties for Managing Columns 206
13.4.2 Working with Individual Columns 206
13.4.3 Column Groups 207
Chapter 14 Working with Charts 209
14.1 Creating a Simple Chart 209
14.2 Setting Chart Properties 214
14.3 Spider Charts 214
14.4 Chart Themes 218
14.4.1 Using the Chart Theme Designer 218
14.4.2 Editing Chart Theme XML 218
14.4.3 Creating a JasperReports Extension for a Chart Theme 218
14.4.4 Applying a Chart Theme 219
Chapter 15 HTML5 Charts in Commercial Editions 221
15.1 Overview of HTML5 Charts 221
15.2 Simple HTML5 Charts 227
15.2.1 Creating an HTML5 chart 227
15.2.2 Editing HTML5 Charts 230
15.2.3 Creating Hyperlinks 232
15.2.4 Setting Advanced Options for HTML5 Charts 233
15.3 Scatter Charts 234
15.4 Dual-Axis, Multi-Axis, and Combination Charts 238
TIBCO Software Inc. 7

TIBCO Jaspersoft Studio User Guide
15.5 Hyperlinks in HTML5 Charts 241
15.5.1 Creating Hyperlinks in HTML5 Charts 241
15.5.2 Working with Bucket Properties and Hidden Measures 245
15.5.3 Working with Report Units 249
Chapter 16 Working with Crosstabs 251
16.1 Example of Creating a Crosstab 252
16.2 Working with Crosstab Properties 257
16.3 Using the Crosstab Editor 258
16.3.1 Formatting Columns, Rows, and Cells 258
16.3.2 Editing Row or Column Group Properties 259
16.3.3 Adding and Deleting Row and Column Groups 261
16.3.4 Working with Measures 263
16.4 Working with Crosstab Parameters 267
Chapter 17 Working With the Map Component 269
17.1 Working with Map Properties 269
17.2 Viewing Authentication Properties 271
17.3 Working with Markers 272
17.3.1 Marker Properties 273
17.3.2 Adding Markers Manually 273
17.3.3 Adding Markers Using the Map 275
17.3.4 Adding Markers Using a Dataset 276
17.3.5 Modifying Markers 280
17.4 Working with Paths 281
17.4.1 Defining Path Styles 281
17.4.2 Defining a Path Manually 283
17.4.3 Defining a Path Using a Dataset 284
17.4.4 Modifying Paths and Path Styles 285
17.5 Properties for Markers and Paths 285
Chapter 18 Working with TIBCO GeoAnalytics Maps 289
18.1 Configuring a Basic Map 290
18.2 Using Expressions for Properties 292
18.3 Understanding Layers 293
18.4 Working with Markers 294
18.4.1 Static Markers 294
18.4.2 Dynamic Markers 297
18.5 Working with Paths 300
Chapter 19 Working with Subreports 303
19.1 Creating a New Report via the Subreport Wizard 303
19.2 Understanding Subreports 306
19.2.1 Subreports 306
19.2.2 Subreport Elements 307
19.2.3 The Expression Property 308
19.2.4 Specifying the Data Source 309
19.2.5 Subreport Parameters 309
8 TIBCO Software Inc.

Chapter 20 Report Templates 313
20.1 Template Structure 313
20.2 Creating and Customizing Templates 315
20.2.1 Creating a New Template 315
20.2.2 Customizing a Template 317
20.3 Saving Templates 318
20.3.1 Creating a Template Directory 318
20.3.2 Exporting a Template 319
20.3.3 Creating a Template Thumbnail 321
20.4 Adding Templates to Jaspersoft Studio 321
Chapter 21 Report Books 323
21.1 Creating the Report Book Framework 323
21.2 Creating and Adding Reports to the Report Book 325
21.2.1 Creating a Report for the Report Book 325
21.2.2 Adding a Report to the Report Book 325
21.3 Refining the Report Book 326
21.3.1 Sorting on Additional Fields 326
21.3.2 Adding Section Introductory Pages 327
21.4 Configuring the Table of Contents 328
21.5 Report Book Pagination 329
21.6 Publishing the Report Book 330
Chapter 22 Preferences and Configuration 331
22.1 Properties 331
22.2 JasperReports Samples 331
22.3 Units of Measure in Jaspersoft Studio 331
22.3.1 Configuration 332
22.3.2 Changing the Field Unit of Measure 332
22.3.3 Alias and Auto-complete 332
22.3.4 Approximations 333
22.4 Export and Import 333
22.4.1 335
22.5 Setting Compatibility with Earlier Versions of JasperReports Library 335
Appendix A Concepts of JasperReports 339
A.1 JRXML Sources and Jasper Files 339
A.1.1 The Report Lifecycle 339
A.2 Data Sources and Print Formats 345
A.3 Using JasperReports Extensions in Jaspersoft Studio 345
A.4 A Simple Program 346
Glossary 347
Index 357
TIBCO Software Inc. 9

TIBCO Jaspersoft Studio User Guide
10 TIBCO Software Inc.

CHAPTER 1 GETTING STARTED WITH JASPERSOFT STUDIO
Jaspersoft Studio is the latest incarnation of the well-known iReport Editor. Because it is built on the Eclipse
platform, Jaspersoft Studio is a more complete solution that allows users to extend its capabilities and
functionality.
This chapter contains the following sections:
•Introduction to Jaspersoft Studio
•Installing Jaspersoft Studio
•Exporting Reports with Jaspersoft Studio
1.1 Introduction to Jaspersoft Studio
Jaspersoft Studio is an Eclipse-based report designer for JasperReports Library and JasperReports Server; it's
available as an Eclipse plug-in or as a stand-alone application. Jaspersoft Studio allows you to create
sophisticated layouts containing charts, images, subreports, crosstabs, and more. You can access your data
through a variety of sources including JDBC, TableModels, JavaBeans, XML, Hibernate, Big Data (such as
Hive), CSV, XML/A, as well as custom sources, then publish your reports as PDF, RTF, XML, XLS, CSV,
HTML, XHTML, text, DOCX, or OpenOffice.
TIBCO JasperReports® Server builds on TIBCOJasperReports® Library as a comprehensive family of Business
Intelligence (BI) products, providing robust static and interactive reporting, report server, and data analysis
capabilities. These capabilities are available as either stand-alone products, or as part of an integrated end-to-end
BI suite utilizing common metadata and provide shared services, such as security, a repository, and scheduling.
The server exposes comprehensive public interfaces enabling seamless integration with other applications and
the capability to easily add custom functionality.
This section describes functionality that can be restricted by the software license for JasperReports
Server. If you don’t see some of the options described in this section, your license may prohibit you from
using them. To find out what you're licensed to use, or to upgrade your license, contact Jaspersoft.
The heart of the TIBCO Jaspersoft® BI Suite is the server, which provides the ability to:
•Easily create new reports based on views designed in an intuitive, web-based, drag and drop Ad Hoc
Editor.
•Efficiently and securely manage many reports.
•Interact with reports, including sorting, changing formatting, entering parameters, and drilling on data.
•Schedule reports for distribution through email and storage in the repository.
TIBCO Software Inc. 11

TIBCO Jaspersoft Studio User Guide
•Arrange reports and web content to create appealing, data-rich Jaspersoft Dashboards that quickly convey
business trends.
For users interested in multi-dimensional modeling, we offer Jaspersoft® OLAP, which runs as part of the server.
While the Ad Hoc Editor lets users create simple reports, more complex reports can be created outside of the
server. You can either use Jaspersoft® Studio or manually write JRXML code to create a report that can be run
in the server. We recommend that you use Jaspersoft Studio unless you have a thorough understanding of the
JasperReports file structure.
You can use the following sources of information to learn about JasperReports Server:
•Our core documentation describes how to install, administer, and use JasperReports Server and Jaspersoft
Studio. Core documentation is available as PDFs in the doc subdirectory of your JasperReports Server
installation. You can also access PDF and HTML versions of these guides online from the Documentation
section of the Jaspersoft Community website.
•Our Ultimate Guides document advanced features and configuration. They also include best practice
recommendations and numerous examples. You can access PDF and HTML versions of these guides online
from the Documentation section of the Jaspersoft Community website.
•Our Online Learning Portal lets you learn at your own pace, and covers topics for developers, system
administrators, business users, and data integration users. The Portal is available online from Professional
Services section of our website.
•Our free samples, which are installed with JasperReports Library, Jaspersoft Studio, and JasperReports
Server, are documented online.
JasperReports Server is a component of both a community project and commercial offerings. Each integrates the
standard features such as security, scheduling, a web services interface, and much more for running and sharing
reports. Commercial editions provide additional features, including Ad Hoc charts, flash charts, dashboards,
Domains, auditing, and a multi-organization architecture for hosting large BI deployments.
1.2 Installing Jaspersoft Studio
Jaspersoft Studio is available as an Eclipse Rich Client Package (RCP), downloadable from the following
location:
http://community.jaspersoft.com/project/jaspersoft-studio/releases.
1.2.1 Software Requirements
Jaspersoft Studio requires the Java Runtime Environment (JRE). To compile the report scriptlets, a full
distribution of Java is required. The JSS installer includes the required version of Java.
During the JSS download, you must accept the Java license agreement and select the correct operating system.
Jaspersoft Studio supports the following common operating systems:
•Windows 7/8, 32 or 64 bit
•Linux, 32 or 64 bit
•MacOS X, 64 bit
12 TIBCO Software Inc.

Chapter 1 Getting Started with Jaspersoft Studio
1.2.2 Hardware Requirements
Jaspersoft Studio needs a 64-bit or 32-bit processor and at least 500 MB of Hard Disk space. The amount of
RAM needed is dependent upon report complexity. A value of 1 GB dedicated to Jaspersoft Studio is
recommended, 2 GB is suggested.
1.2.3 Available Packages
The Eclipse RCP package is available in the following formats for community and commercial versions.
Linux versions:
•TIBCOJaspersoftStudio-x.x.x.final-linux-x86.tgz
•TIBCOJaspersoftStudio-x.x.x.final-linux-x86_64.tgz
Mac:
•TIBCOJaspersoftStudio-x.x.x.final-mac-x86_64.dmg
Windows:
•TIBCOJaspersoftStudio-x.x.x.final-windows-installer-x86.exe
•TIBCOJaspersoftStudio-x.x.x.final-windows-installer-x86_64.exe
x.x.x represents the version number of Jaspersoft Studio.
Note that on a 64-bit operating system you can install the 32-bit version of Jaspersoft Studio (although the 64-
bit is recommended), but you cannot install the 64- bit version of Jaspersoft Studio on a 32-bit operating system.
For community only, unsupported versions for the Eclipse RCP on Windows and Debian are available as a
convenience for users who are in a restricted environment and can't download or install an .exe. file:
•TIBCOJaspersoftstudio_x.x.x.final_amd64.deb
•TIBCOJaspersoftstudio_x.x.x.final_i386.deb
•TIBCOJaspersoftStudio-x.x.x.final.win32.x86_64.zip
•TIBCOJaspersoftStudio-x.x.x.final.win32.x86.zip
The community version is also available as an unsupported Eclipse plug-in, called the Jaspersoft Studio plugin.
You can install it from the Eclipse Marketplace or download using the Eclipse Update Manager. See the
following article on the community website for more information about working with the Jaspersoft Studio
plugin.
http://community.jaspersoft.com/wiki/contributing-jaspersoft-studio-and-building-sources
1.2.4 Updating Your Workspace to Jaspersoft Studio 6.2 and Higher
Due to incompatibilities between Eclipse 4.5 and earlier versions of the Jaspersoft Studio workspace, the
workspace format has been updated in Jaspersoft Studio 6.2. The new workspace format can't be used with
Jaspersoft Studio 6.1.1 or earlier.
If you are updating to 6.2 or higher from Jaspersoft Studio 6.1.1 or earlier, you are prompted to choose a new
workspace when you launch Jaspersoft Studio. When you choose a new workspace, a new, empty workspace is
created and set as the workspace for your Jaspersoft Studio instance. This workspace will be used for versions
6.2 and higher. Your previous workspace remains unchanged and can still be used for versions 6.1.1 or earlier.
To update the reports and data from your earlier version of Jaspersoft Studio to version 6.2 or higher, you can
import some or all of your projects, server connections, data adapters, and project settings into your new
workspace.
TIBCO Software Inc. 13

TIBCO Jaspersoft Studio User Guide
Importing projects:
1. (Optional) To import a version of the MyReports project, you must first delete the existing MyReports
folder from your current workspace. You can do this, for example, if you have just upgraded to 6.2 or
higher and have created a new empty workspace. To delete MyReports in your current workspace, navigate
to the workspace location in your file system and delete or move the MyReports directory.
2. Select File> Import ...
3. Select Existing Projects into Workspace from the General category.
Figure 1-1 Selecting projects in Import dialog
4. Browse to the workspace with you want, click OK, and then click Next.
The Import dialog opens.
14 TIBCO Software Inc.

Chapter 1 Getting Started with Jaspersoft Studio
Figure 1-2 Import Projects dialog
5. To work on a copy without modifying the originals, select Copy projects into workspace.
6. Click Finish.
The projects you selected are imported into your current workspace.
Your workspace contains server connections, global data adapters, and your Jaspersoft Studio preferences in
addition to your projects. You must import each type separately.
Importing server connections:
1. Select File> Import ....
2. Select External JasperReports Server Connections from the Jaspersoft Studio category.
3. Browse to the workspace with you want, click OK, and then click Next.
The Select the Server Connections dialog opens.
TIBCO Software Inc. 15

TIBCO Jaspersoft Studio User Guide
Figure 1-3 Select the Server Connections dialog
4. Choose the connections you want.
5. Click Finish to import the connections.
The selected server connections are imported into your Jaspersoft Studio instance.
Importing data adapters and settings:
1. Select File> Import ....
2. Select External Properties and Data Adapters from the Jaspersoft Studio category.
3. Browse to the workspace with you want, click OK, and then click Next.
The Select the Data Adapters dialog opens.
Figure 1-4 Select the Data Adapters dialog
16 TIBCO Software Inc.

Chapter 1 Getting Started with Jaspersoft Studio
4. Choose the data adapters you want. You do not need to import the built-in adapters (One Empty Record
and Sample DB).
5. Click Next.
Figure 1-5 Select the properties dialog
6. Choose the properties you want and click Finish.
The selected data adapters and properties are imported into your Jaspersoft Studio instance.
1.2.5 Compatibility Between Versions
When a new version of JasperReports is distributed, some classes usually change. These modified classes
typically impact the XML syntax and the JASPER file structure.
Before JasperReports 1.1.0, this was a serious problem and a major upgrade deterrent, since it required
recompiling all the JRXML files in order to be used with the new library version. Things changed after the
release of Version 1.1.0, in which JasperReports assured backwards compatibility, that is, the library is able to
understand and execute any JASPER file generated with a previous version of JasperReports.
With JasperReports 3.1, the JRXML syntax moved from a DTD-based definition to XML-based schema. The
XML source declaration syntax now references a schema file, rather than a DTD. Based on what we said
previously, this is not a problem since JasperReports assures backwards compatibility. However, many people
are used to designing reports with early versions of iReport then generating the reports by compiling JRXML in
TIBCO Software Inc. 17

TIBCO Jaspersoft Studio User Guide
JasperReports. This was always a risky operation, but it was still valid because the user was not using a new tag
in the XML. With the move to an XML schema, the JRXML output of iReport 3.1.1 and newer can only be
compiled with a JasperReports 3.1.0 or later. All versions of Jaspersoft Studio produce output that is only
compatible with later versions of JasperReports Library.
For information on exporting or compiling a report to an earlier version of JasperReports Library, see 22.5,
“Setting Compatibility with Earlier Versions of JasperReports Library,” on page335.
1.2.6 Accessing the Source Code
The last version of the source code is available from http://community.jaspersoft.com/project/jaspersoft-
studio/releases by clicking Browse Source Code, which lets you access the Subversion (SVN) repository
(read only mode) where the most up-to-date version is available. You can download and compile this source
code, but since it is a work in progress it might contain new, unreleased features and bugs. All the information
necessary to download the Source Code, configure a development environment on the Eclipse IDE, and compile
and run the source code are described in the tutorial "Contributing to Jaspersoft Studio and building from
sources".
18 TIBCO Software Inc.

CHAPTER 2 CREATING A SIMPLE REPORT
JasperReports Library is a powerful tool, and Jaspersoft Studio exposes much of its functionality to help you
design reports. This chapter introduces the basic steps for defining a report and includes the following sections:
•Creating a New Report
•Adding and Deleting Report Elements
•Previewing a Report
•Creating a Project Folder
2.1 Creating a New Report
To create a new report:
1. Go to File > New >Jasper Report or click on the main toolbar.
The New Report Wizard window displays the Report Templates page. Jaspersoft Studio includes a
number of pre-installed templates; you can also create your own. See Chapter 20, “Report Templates,” on
page313 for more information.
TIBCO Software Inc. 19

TIBCO Jaspersoft Studio User Guide
Figure 2-1 New Report Wizard
2. Select the Coffee template and click Next. The New Report Wizard shows the Report file page.
Figure 2-2 New Report Wizard > Report file
20 TIBCO Software Inc.

Chapter 2 Creating a Simple Report
3. Navigate to the folder you want the report in and name the report. To create a new folder, see “Creating a
Project Folder” on page25.
4. Click Next.
The Data Source dialog opens. This is where you choose the data that will fill the report.The drop-down
menu shows the pre-installed data adapters as well any data adapters you have added. The following
adapters are pre-installed:
•One Empty Record - Empty rows: Data adapter that lets you create a report without data. You
might use this option to define the layout of a report and connect it to a data source later.
•Sample DB - Database JBDC Connection: Data adapter that connects to an SQL database
provided with the Jaspersoft Studio installation. If you are getting your data from a JDBC database, you
must also supply an SQL query.
You can create a data adapter separately or click New... to create a data adapter directly from this dialog.
Adapters can be created globally (embedded in the workspace) or local to a specific project. Using a
local adapter makes it easier to deploy the report to JasperReports Server. See 10.1, “Creating and
Editing Data Adapters,” on page120 for more information.
5. Choose Sample DB - Database JDBC Connection. Enter the query select * from orders.
Figure 2-3 New Report Wizard > Data Source
6. Click Next. The Fields window appears. The Dataset list shows all the discovered fields.
TIBCO Software Inc. 21

TIBCO Jaspersoft Studio User Guide
Figure 2-4 New Report Wizard > Fields
7. Select the following fields and click the right arrow to add them to your report.
•ORDERID
•SHIPNAME
•SHIPADDRESS
•SHIPCITY
•SHIPREGION
8. Click Next. The Grouping window appears.
9. Click Next and Finish.
Jaspersoft Studio now builds the report layout with the selected fields included as shown.
Figure 2-5 New Report in the Design Tab
22 TIBCO Software Inc.

Chapter 2 Creating a Simple Report
2.2 Adding and Deleting Report Elements
You can add and delete fields and other elements to your report.
2.2.1 Adding Fields to a Report
To add fields to an already created report:
1. Select the main node of the report from the Outline view.
2. Select the Report tab in the Properties view and click the Edit query, filter and sort options button in
the Dataset section.
Figure 2-6 Dataset section in properties view
The Dataset and Query Dialog opens.
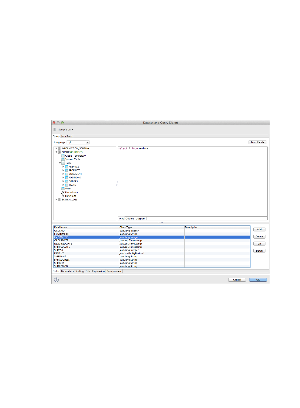
Figure 2-7 Dataset and Query Dialog
TIBCO Software Inc. 23

TIBCO Jaspersoft Studio User Guide
3. Add more fields by clicking the Read Fields button. All the fields discovered are added as new fields in
the report.
You can also change your query in the same dialog. If a new query discovers fewer fields than used in the
existing report, the fields not included the new query are removed from your report.
4. Click OK to return to the Design tab.
5. Expand Fields in the Outline view to see all the fields now available for your report.
Figure 2-8 Fields
6. To add a field to your report, click the field and drag it into the Design.
When the field object is dragged inside the detail band, Jaspersoft Studio creates a text field element and
sets the text field expression for that element.
2.2.2 Deleting Fields
To delete a field from a report, right click the field in the Design and select Delete.
2.2.3 Adding Other Elements
To add other elements, such as lines, images, or charts, drag the element from the Palette into the Design. See
4.2.1, “Inserting Elements,” on page39 for more information.
2.3 Previewing a Report
Click the Preview tab at the bottom of the report. The preview compiles the report in the background with data
retrieved by the query through your JDBC connection. The Detail band repeats for every row in the query
results, creating a simple table report:
24 TIBCO Software Inc.

Chapter 2 Creating a Simple Report
Figure 2-9 Report Preview
Each subreport is saved in a separate report file. Reflecting standard Eclipse design, saving or
previewing a report that contains subreports does not update the subreports. When you edit a subreport,
you must first build the subreport and then save the file in order for the subreport changes to be visible
when you preview the report that contains it.
• To build a subreport explicitly, use the Build All button on the toolbar, or type Ctrl-B. Alternatively,
select Project> Build Automatically to have Jaspersoft Studio do it for you.
• To save a subreport, use File> Save or File> Save As.
2.4 Creating a Project Folder
Project folders help you organize your reports.
To create a project folder:
1. Choose File > New > Project. The Select a wizard dialog appears.
TIBCO Software Inc. 25

TIBCO Jaspersoft Studio User Guide
Figure 2-10 Select a Wizard
2. Enter Jasper in the Wizards bar to filter actions to those related to Jaspersoft Studio
3. Select JasperReports Project. Click Next. The New JasperReports Project wizard appears.
4. Enter a name for your project and click Finish. The Project Explorer displays your project.
Figure 2-11
26 TIBCO Software Inc.

CHAPTER 3 USER INTERFACE AND DESIGN VIEW
Jaspersoft Studio is based on the Eclipse platform. If you have worked with Eclipse, you are likely familiar with
the user interface. Figure 3-1 shows a preview of the Jaspersoft Studio interface, with the main areas
highlighted. Some views have additional menus and actions, accessed through icons in the upper right of the
view.
Figure 3-1 Jaspersoft Studio User Interface
TIBCO Software Inc. 27

TIBCO Jaspersoft Studio User Guide
3.1 Eclipse Interface
In Eclipse terminology, the initial layout of the Jaspersoft Studio interface is called a perspective. The default
Jaspersoft Studio perspective contains an editor area and views. Some views appear by themselves, while others
are stacked together in tabbed notebooks. You can open and close views and drag them to different positions in
the Eclipse workbench.
•To open a window you have closed, select Window> Open View from the menu. Select the window you
want to open from the drop-down list.
•To reset the interface to the default perspective, select Window> Reset Perspective.
•To save a perspective, select Window> Save Perspective As and enter a name for your perspective.
3.1.1 Learning More About Eclipse
If you are not familiar with Eclipse, there are many excellent resources available:
•The Eclipse help is a good place to start. You can access Eclipse help by selecting Help> Subclipse -
Subversion Eclipse Plugin.
•If you are setting up Eclipse for a team, search the internet for a phrase such as "configuration management
for Eclipse".
•To work with version control such as CSV, Git, or SVN, use the corresponding Eclipse perspective
included with Jaspersoft Studio. To add a different perspective, click at the upper right of the Eclipse
interface and select the perspective you want from the Open Perspective dialog. Once a perspective has
been added, you will see an icon for it at the top right. Use this perspective for all interactions with your
version control repository, such as checking out projects, synchronizing files, and resolving conflicts. For
information about working with a particular package, use an internet search such as "Eclipse Subversion".
To return to the Jaspersoft Studio perspective, click .
3.2 User Interface Components
Jaspersoft Studio has a multi-tab editor, which includes three tabs that allow you to interact with your reports in
different ways: Design, Source, and Preview:
•The Design tab is the main one selected when you open a report file and it allows you to graphically create
your report.
•The Source tab contains the JRXML source code for your report.
•The Preview tab lets you run the report preview after having selected a data source and output format.
You can explore the data using the following views:
•The Repository Explorer view maintains the list of JasperReports Server connections and available data
adapters.
•The Project Explorer view maintains the list of the projects in the current workspace, usually a Jaspersoft
Studio project.
•The Outline view shows the complete structure of the report in a tree. When the Design or Source tab is
active, clicking an element in the Outline view highlights that element in the editor. The Outline tab is
empty when the Preview tab is active.
•The Properties view lets you view and edit the properties of the element that is currently selected in the
report editor or in the Outline view. The properties shown depend on the type of element. For example, the
Properties view for a table shows four tabs: Appearance, Dataset, Table, and Advanced, while the Properties
view for a line shows Appearance, Borders, Line, Inheritance, and Advanced. Some properties are read-only,
28 TIBCO Software Inc.

Chapter 3 User Interface and Design View
but most are editable. When the root node of a report is selected in Outline view, the Properties view shows
the properties for the report.
Unlike many other views, you can open multiple instances of the Properties view at one time and you can
pin a selection to a specific Properties view instance. This allows you to view or edit the properties for a
specific element while working with other elements in your report, or with another report entirely.
•The Problems view shows a list of problems and errors that can, for example, block the correct compilation
of a report.
•The Report state summary provides statistics on report compilation/filling/execution. Errors are shown here
as well.
This comparison table shows the differences in terminology between iReport and Jaspersoft Studio.
iReport Jaspersoft Studio
JasperReports Server Repository Repository Explorer
Report Inspector Outline view
Report Designer Report editing area
Problems List Problems view
Elements palette Designer Palette
Formatting tools Available via context menu on the element
Property sheet Properties view
Styles library ---
--- Project Explorer
iReport Output window Report State summary
Table 3-1 Comparison of Features in iReport and Jaspersoft Studio
3.3 The Design Tab
You design a report using the Design tab, which is divided into different horizontal portions, named bands,
where you can place report elements. When the report design is combined with the data to generate the print,
each band is printed multiple times based on its function (and according to the rules that the report designer has
set). For instance, the page header is repeated at the beginning of every page, while the detail band is repeated
for each record.
Jaspersoft Studio provides a graphical interface for creating JRXML files. The layout is visual, so you can
ignore the underlying structure of the JRXML. You can specify the precise page locations of different types of
text and data, such as title, footers, detailed records, groups, and summary information. Some portions of a page
defined in this way are reused, others stretch to fit the content, and so on. Additional tools let you add charts
and subreports, set up an optional query retrieve data out of a data source, and more.
TIBCO Software Inc. 29

TIBCO Jaspersoft Studio User Guide
3.4 Understanding Bands
The Design tab is divided into nine predefined bands to which new groups are added. In addition, Jaspersoft
Studio manages a heading band (group header) and a recapitulation band (group footer) for every group.
A band is as wide as the page width (right and left margins excluded). However, its height, even if it is
established during the design phase, can vary during print creation according to the contained elements; it can
“lengthen” toward the bottom of a page in an arbitrary way. This typically occurs when bands contain
subreports or text fields that have to adapt to the content vertically. Generally, the height specified by the user
should be considered “the minimal height” of the band. Not all bands can be stretched dynamically according
to content; in particular the column footer, page footer, and last page footer bands are statically sized.
The sum of all band heights (except for the background) has to always be less than or equal to the page height
minus the top and bottom margins.
3.4.1 Band Types
The following table contains brief descriptions of the available bands:
Band Name Description
Title The title band is the first visible band. It is created only once and can be printed on a
separate page. It is not possible during design to exceed the report page height (top and
bottom margins are included). If the title is printed on a separate page, this band height is
not included in the calculation of the total sum of all band heights.
Page Header The page header band allows you to define a page header. The height specified during the
design phase usually does not change during the creation process, except for the insertion
of vertically resizable components such as text fields. The page header appears on all
printed pages in the position defined during the design phase. Title and summary bands do
not include the page header when printed on a separate page.
Column Header The column header band is printed at the beginning of each detail column. Usually labels
containing the column names of a tabular report are inserted in this band.
Group Header A report can contains zero or more group bands which permit the collection of detail records
in real groups. A group header is always accompanied by a group footer (both can be
independently visible or not). Different properties are associated with a group. They
determine its behavior from the graphic point of view. It is possible to always force a group
header on a new page or in a new column and to print this band on all pages if the bands
below it overflow the single page (as a page header, but at group level). It is possible to fix a
minimum height required to print a group header: if it exceeds this height, the group header
band is printed on a new page (please note that a value too large for this property can
create an infinite loop during printing).
Group Footer The group footer band completes a group. Usually it contains fields to view subtotals or
separation graphic elements, such as lines.
30 TIBCO Software Inc.

Chapter 3 User Interface and Design View
Band Name Description
Column Footer The column footer band appears on at the end of every column. Its dimension are not
resizable at run time (not even if it contains resizable elements such as subreports or text
fields with a variable number of text lines).
Page Footer The page footer band appears on every page where there is a page header. Like the
column footer, it is not resizable at run time.
Last Page
Footer
If you want to make the last page footer different from the other footers, it is possible to use
the special last page footer band. If the band height is 0, it is completely ignored, and the
layout established for the common page is used for the last page.
Summary The summary band allows you to insert fields containing total calculations, means, or any
other information you want to include at the end of the report.
Background The background enables you to create watermarks and similar effects, such as a frame
around the whole page. It can have a maximum height equal to the page height.
3.5 Specifying Report Properties
To view or edit report properties, select the report root node in the Outline view. The report properties are
shown in the Properties view.
To change the page dimensions of a report, click the Report tab in the Properties view for the report, then click
Edit Page Format. In the Page Format dialog that appears, you can edit the width, height, units, orientation
and margins of the report.
The unit of measurement used by Jaspersoft Studio and JasperReports is the pixel. However, it is possible to
specify report dimension using other units of measurement, such as centimeters, millimeters, or inches. Note that
because the dimensions management is based on pixels, some rough adjustments can take place when viewing
the same data using different units of measurement. The following table shows standard page sizes and their
dimensions in pixels.
Page Type Dimensions in Pixels
Letter 612x792
Note 540x720
Legal 612x1008
A0 2380x3368
A1 1684x3368
A2 1190x1684
TIBCO Software Inc. 31

TIBCO Jaspersoft Studio User Guide
Page Type Dimensions in Pixels
A3 842x1190
A4 595x842
A5 421x595
A6 297x421
A7 210x297
A8 148x210
A9 105X148
A10 74X105
B0 2836x4008
B1 2004x2836
B2 1418x2004
B3 1002x1418
B4 709x1002
B5 501x709
ARCH_E 2592x3456
ARCH_D 1728x2593
ARCH_C 1296x1728
ARCH_B 864x1296
ARCH_A 648x864
FLSA 612x936
FLSE 612x936
HALFLETTER 396x612
11X17 792x1224
LEDGER 1224x792
32 TIBCO Software Inc.

Chapter 3 User Interface and Design View
By modifying width and height, it is possible to create a report of whatever size you like. Although Jaspersoft
enables you to create pixel-perfect reports, the page orientation options, Landscape or Portrait, are there because
they are used by certain report exporters. The page margin dimensions are set by means of the four options on
the Page Margin tab.
3.5.1 Columns
Pages, one or more of which make up a report, present bands that are independent from the data (such as the
title or the page footers) and other bands that are printed only if there are one or more data records to print (such
as the group headers and the detail band). These last sections can be divided into vertical columns in order to
take advantage of the available space on the page. A column does not concern the record fields, but it does
concern the detail band. This means that if you have a record with ten fields and you desire a table view, ten
columns are not needed. However, the element must be placed correctly to have a table effect. Ten columns are
returned when long records lists (that are horizontally very narrow) are printed.
Next, let's set up columns in a report as an example. Create a new report from File > New > Jasper Report.
Choose as template BlankA4 and name it ColumnExample. Use Sample DB - Database JBDC Connection
for the data adapter, with the following SQL query: select * from orders. Fields from the database are
discovered. Double-click SHIPNAME, to add it to the report field and click Next twice. Finally, click Finish.
From the outline view drag the SHIPNAME field in the report in the detail band, resize the detail band, and
remove the unused bands. Go to the Preview tab to see the compiled report.
By default the number of columns is 1, and its width is equal to the entire page, except the margins. The space
between columns is zero by default. Most of the page is unused. If multiple columns are used, this report would
look better. On the Page Format dialog set the number of columns to two and compile the report to see the
changes.
Jaspersoft Studio automatically calculates maximum column width according to the margins and the page width.
If you want to increase the space between the columns, increase the value of the Space field.
The restricted area is used to mark every column after the first, to show that all the elements should be placed in
the first column; the other columns are replicated automatically during compilation. If you want you can also
put elements in the other columns, but in most cases you need only the first. It is not recommended that you use
parts of the report as margins and columns after the first, if they have to be considered as though they were a
continuation of the first.
Multiple columns are commonly used for print-outs of very long lists (for example, a phone directory). It is
important to remember that when you have more than one column, the width of the detail band and of linked
bands is reduced to the width of the columns.
The sum of the margins, column widths, and space between columns has to be less than or equal to the page
width. If this condition is not met, the compilation results in an error.
3.5.2 Advanced Options
From the Properties view of the report there are many other options for the report configuration. Select the
report root node from the outline view, and in the Properties view you see:
•Report Name: It is a logical name, independent from the source file's name, and is used only by the
JasperReports library (for example, to name the produced Java file when a report is compiled).
TIBCO Software Inc. 33

TIBCO Jaspersoft Studio User Guide
•Title on a new page: This option specifies that the title band is to be printed on a new page, which forces
a page break at the end of the title band. In the first page only the title band is printed. However this page
is still included in total page count.
•Summary on a new page: This option is similar to Title on a new page except that the summary band
is printed as the last page. If you need to print this band on a new page, the new page only contains the
summary band.
•Summary with page header and footer: This option specifies if the summary band is to be accompanied
by the page header and the page footer.
•Floating column footer: This option forces the printing of the column footer band immediately after the
last detail band (or group footer) rather than the end of the column. This option is used, for example, when
you want to create tables using the report elements.
•When no data type: When an empty data is supplied as the print number (or the SQL associated with the
report returns no records), an empty file is created (or a stream of zero bytes is returned). This default
behavior can be modified by specifying what to do in the case of absence of data. The possible values for
this field are:
•No Pages: This is the default value; the final result is an empty buffer.
•Blank Page: This returns an empty page.
•All Sections No Detail: This returns a page containing all bands except for the detail band.
3.6 Exporting Reports with Jaspersoft Studio
In addition to generating and viewing reports, Jaspersoft Studio allows you to export reports into many formats,
including PDF, XLS, HTML and others.
3.6.1 Compiling the Report
When you select the Preview tab in the designer bottom bar, Jaspersoft Studio performs a set of operations to
create the final report. The first operation compiles the JRXML source file in a Jasper file. This first step can fail
if the elements are not correctly positioned (for example, if an element is placed outside of a band), or if an
expression in the report has errors and cannot be compiled.
If the compilation runs successfully, the produced Jasper file is loaded and filled using the active connection or
data source. This second operation can also lead to errors. This can happen if the referenced database is not
active, an invalid query has been provided, or a null field produced an error in an expression during the filling
process. If all operations complete without error, the report is displayed in the integrated viewer. Errors are
shown in the Report State window, after clicking the Errors button.
If errors occur during the compilation, the tab focus changes from Preview to Design.
3.6.2 Preview and Exporting
If the compilation completes and there are no errors in the file, the preview is shown. From there you can
browse the generated report and change its visualization, change the data source or export the report. Note that
after changing the data source the report is recompiled automatically. You can also change the preview format
as well as save the report in different formats.
When you set a preview format, the report is automatically regenerated in the chosen format, and the
corresponding viewer application is opened.
34 TIBCO Software Inc.

Chapter 3 User Interface and Design View
3.6.3 Choosing Report Templates for PDF
If you are exporting your report to PDF, choose a report template based on the size of the output.
•For most PDF exports, you can use Actual Size, which supports a maximum size of 14400px by 14400px.
•For reports with an output height exceeding 14400 px, use a paginated report template that is wide enough
for your report. For example, if you have a long report with width less than 842px, you can use the
paginated A4 Landscape theme. A report designer can create additional custom templates in Jaspersoft
Studio.
•Reports with output width exceeding 14400 px will be truncated in PDF.
TIBCO Software Inc. 35

TIBCO Jaspersoft Studio User Guide
36 TIBCO Software Inc.

CHAPTER 4 REPORT ELEMENTS
The basic building block of a report is the element. An element is a graphical object, such as a text string or a
rectangle. In Jaspersoft Studio, the concept of line or paragraph does not exist, as it does in word processing
programs. Everything is created by means of elements, which can contain text, create tables, display images, and
so on. This approach follows the model used by the majority of report authoring tools.
Jaspersoft Studio relies on all the basic elements provided in the JasperReports library:
•Line
•Rectangle
•Ellipse
•Static text
•Text field (or simply Field)
•Image
•Frame
•Subreport
•Crosstab
•Chart
•Break
Combining these elements, you can produce every kind of report. JasperReports also allows developers to
implement their own generic elements and custom components for which they can add support in Jaspersoft
Studio to create a proper plug-in.
This chapter contains the following sections:
•Common Element Properties
•Inserting, Selecting, and Positioning Elements
•Formatting Elements
•Graphic Elements
•Text Elements
•Frames
•Working with Composite Elements
•Anchors, Bookmarks, and Hyperlinks
•Custom Visualization Component
TIBCO Software Inc. 37

TIBCO Jaspersoft Studio User Guide
4.1 Common Element Properties
All elements have a set of common properties. Other properties are specific to element type. An element's
properties determine its appearance and position on the page. You can access the properties of a selected
element in the Properties view (by default in the upper right area of the UI). In Jaspersoft Studio you place
elements within bands (containers). Depending on the elements it contains, you can change the vertical size of a
band.
4.1.1 The Palette
Elements appear in the Palette, located by default in the top right of the UI.
Figure 4-1 Elements in the Palette
The palette contains three subpalettes:
•Basic Elements contains the elements and components available in all editions of Jaspersoft Studio.
•Composite Elements contains elements created as combinations of other elements, such as Page Number and
Time. You can add your own composite elements to any palette.
•Components Pro contains elements only available in commercial versions of Jaspersoft Studio. This
subpalette is not visible in the community edition.
4.1.2 Element Properties
Element properties are divided into categories, visible via tabs in the Properties view. The attributes available
depend on the element type.
38 TIBCO Software Inc.

Chapter 4 Report Elements
Figure 4-2 Properties view for a rectangle
•The Appearance tab allows you to set the location, size, color, and text style of the element.
•The Borders tab allows you to set the padding and border style, color, and width of the element.
•An element tab allows you to set evaluation time along with properties specific to the element type. For
example:
•The Static Text tab allows you to define unchangeable text for a field, and control its appearance.
•The Text Field tab allows you to format and position a text field element.
•The Image tab allows you to set image alignment, fill, and scale properties.
Some elements have more than one element-specific tab. For example, the Chart component has the Chart
and Chart Plot tabs, and the Map component has the Map,Authentication,Markers, and Paths tabs.
•The Inheritance tab allows you to view any attributes inherited from another level, and override those
attributes when possible.
•The Hyperlink tab, available for image, text field, and chart elements, allows you to define a hyperlink in
an element.
•The Advanced tab displays detailed information about the element.
Frequently, the value of an attribute is undefined, and it has a common default value. This means that the
element does not have a specific behavior defined, but gets a behavior from somewhere else. For example, the
default value of the attribute "background color" is undefined in most of cases, but when a non-transparent
element is added to a report in the design tab, you can see that it has a white background. The value of the
background color attribute is inherited from a lower level.
4.2 Inserting, Selecting, and Positioning Elements
4.2.1 Inserting Elements
When you insert an element, you can let Jaspersoft Studio autosize it, or you can size it as you insert it. Setting
the size of an element when you insert it is useful for tabular elements such as tables and crosstabs.
TIBCO Software Inc. 39

TIBCO Jaspersoft Studio User Guide
To let Jaspersoft Studio autosize an element:
•Drag an element from the palette to place it in the report editing area.
To size an element at insertion time:
•Click on the element in the palette. The cursor changes to show that an element is selected. Click and
drag in the report editing area to size and place the element. If you insert a crosstab or table using click and
drag, the columns fill the whole crosstab or table.
4.2.2 Selecting Elements
•Click to select an element in the report editing area.
•Drag to adjust the element's position or change its size by selecting it and dragging a corner of the selection
frame.
•To select several elements at the same time drag the cursor in a rectangle around them. When two or more
elements are selected, only their common properties are displayed in the Properties view. If the values of the
properties are different, the value fields are blank (usually the field is shown empty). To edit properties
unique to one element, select only that element.
•Shift-click to select the parent of the current object. For example, shift-click an element contained directly
in a band to select the band.
4.2.3 Positioning Elements
Jaspersoft Studio offers a number of ways to place the elements in your report with precision.
4.2.3.1 Using the Grid
To show a grid for aligning elements in the page, go to View > Show Grid from the main menu. To force the
elements to snap to the grid, also select Snap to Grid.
4.2.3.2 Using Bands
The top and left values that define the element’s position are always relative to the parent container (a band or
frame).
If you want to move an element from one band to another or to a frame, drag the element node from the Outline
view to the new band (or frame) node.
In the report editing area, you can drag an element from one band to another band, but the element’s parent
band does not change. In general, an element must stay in its band, but there are exceptions to this rule. For
example, you can move an element anywhere in the report without changing or updating the parent band.
4.2.3.3 Guides
When dragging or resizing an element, Jaspersoft Studio suggests places to align it based on the elements
currently in the Design tab, the band bounds, and any guides. When the element you're moving or resizing is in
line with another element in the report, a guideline appears, allowing you align the elements. To force elements
to align with guidelines, select View > Snap to Guides from the main menu.
You can drag and change the position of a guideline at any time with no effect on the element’s position.
To remove a guideline, drag it to the upper-left corner of the report editing area.
40 TIBCO Software Inc.

Chapter 4 Report Elements
4.2.3.4 The Properties View
You can use the Properties view to edit an element’s properties. By default the Properties view is at the right
side of the UI. The Properties view is for more than just elements. You'll use it to edit all the components of a
report. When you select something in the designer or the Outline view, the Properties view shows the options
specific to that object.
4.2.4 Positioning Elements in Containers
Some elements that can contain many other elements are called containers. Containers include bands, frames,
table cells, and crosstab cells. The following tools help you position items inside containers:
•Sizing tools – Let you size an element to fit the height, width, or entire container.
•Container layouts – Let you set how elements are automatically arranged in a container.
Elements inside containers must obey the following rules.
•Elements in table cell, and crosstab cells must be fully contained by the parent in the design time.
Otherwise, an error will occur at compilation time.
•Elements in bands can extend horizontally past the document margins and/or overflow the top of the band.
Otherwise, an error will occur at compilation time.
•Frames are able to adapt their size to content.
4.2.4.1 Container Layouts
A container layout is a design-time tool that adjusts the size and the position of elements when they are added
to or removed from a container. The concept of layout is specific to Jaspersoft Studio and works only at design
time. Layouts don't make a report stretchable or resizable. At run-time, depending on the design, JasperReports
Library may still let elements overlap or change their position relative to other elements.
There are four container layouts:
•Free layout (default)
•Horizontal layout
•Vertical layout
•Grid layout
To choose a layout:
•Right-click in the container select Arrange in Container from the menu, then select the layout you want.
or
•Click on the container and then select the option you want from the Layouts menu on the Appearance tab
of the Properties view. This is the only way to return to Free Layout after you have selected a different
layout.
4.2.4.2 Working with Grid Layout
Grid layout positions elements in a container in a grid of rows and columns. By setting properties on individual
elements, you can control the element's placement in the grid, as well as influence the overall height of the rows
and width of the columns. Elements can span multiple rows and/or columns. If you resize the container during
design, the elements are resized based on their properties.
When grid layout is selected for a container, such as a band, elements inside the container have a Layout
section on the Appearance tab of the Properties dialog. The following table shows the properties you can set on
a element in a container with grid layout. The property name to use in source view is included in the
description.
TIBCO Software Inc. 41

TIBCO Jaspersoft Studio User Guide
Property Value Description
Row
Number
Relative (default) or an
integer between 0 and
1000
Number of the row from which this element starts. 0 is the first row.
When set to Relative, increments the last evaluated row by 1.
com.jaspersoft.layout.grid.y
Column
Number
Relative (default) or an
integer between 0 and
250
Number of the column from which this element starts. 0 is the first
column. When set to Relative, increments the last evaluated column
by 1.
com.jaspersoft.layout.grid.x
Row
Span
Integer between 0 and
1000; default = 1
Number of rows that the element spans.
com.jaspersoft.layout.grid.colspan
Column
Span
Integer between 0 and
250; default = 1
Number of columns that the element spans
com.jaspersoft.layout.grid.rowspan
Fixed
Size
Boolean; default = false. Set to true to manually size the element. Set to false to have the
element size automatically using the element's settings
com.jaspersoft.layout.grid.fixed
Row
Weight
Number; default = 1 Number that specifies how much space the element's row takes
relative to other rows. Not available when Fixed Size is True.
com.jaspersoft.layout.grid.weight.x
Column
Weight
Number; default = 1 Number that specifies how much space the element's column takes
relative to other rows. Not available when Fixed Size is True.
com.jaspersoft.layout.grid.weight.y
To use grid layout:
1. This example uses a vertical image, that is, an image much taller than it is wide. You can use any vertical
image, for example, a company logo rotated vertically. To create the exact image used in this example,
create a report with the Green Leaf template. This creates a leaf_banner_green.png file in your workspace.
In your file system, use a graphics editor to rotate the image 90°. Note that this will rotate the image in any
report where it is used.
2. Create a report using the BlankA4 template and the Empty data source. Do not reuse the report created in
the previous step.
3. Add your vertical image to the title band of your report.
4. Add a chart to the title band of your report, to the right of your image.
5. Resize the title band to fit a chart.
42 TIBCO Software Inc.

Chapter 4 Report Elements
Figure 4-3 Title band before applying grid layout
6. Right-click in a blank space in the Title band and select Arrange in Container > Grid Layout, or select
the Title band and select Grid Layout in the Properties view.
The two elements are arranged to fill the band equally.
Figure 4-4 Title band with grid layout
7. Resize the elements so that the chart takes up most of the space. To do this, select the chart. In Properties
view, in the Layout section of the Appearance tab, set Column Weight to 5.
The elements adjust so that the chart width is five times the image width.
TIBCO Software Inc. 43

TIBCO Jaspersoft Studio User Guide
Figure 4-5 Grid layout with column weight
8. Now add a static text element to the far right of the title band.
The static text is added at the end of the first row.
Figure 4-6 Adding an element to a grid layout
9. Position the static text. To do this, select the static text. In Properties view, in the Layout section of the
Appearance tab, set the following:
•Set Row Number to 1 to move the element to the second row. You could also have added the static
text directly below the first row, but setting the row explicitly gives you more control.
•Set Column Span to 2 to have the element span both columns. You could instead set the Column
Number to 2 to move the static text under the chart.
44 TIBCO Software Inc.

Chapter 4 Report Elements
Figure 4-7 Using two rows in grid layout
10. Set the relative heights of the rows. To do this, select the chart and set Row Weight to 10 in the Layout
section of the Appearance tab of Properties view. You could actually do this by changing the settings on
any of the three elements, but in this case, the chart is the main element and you want other elements to
adjust to it.
Figure 4-8 Using row weight in grid layout
4.3 Formatting Elements
Formatting tools help organize the elements in the report. Right-click the element you want to work on and
select a tool from the context menu.
TIBCO Software Inc. 45

TIBCO Jaspersoft Studio User Guide
Figure 4-9 Formatting Tools Menu
The tools in the context menu are specific to the selected item(s). The following tables explain the tools.
A container is the band, frame, or cell that contains the element.
Icon Tool Name Description Multiple Select?
Order Tools
Send
Backward
Moves the element behind its current layer. Yes
Send to Back Moves the element to the bottom layer. Yes
Align in Container Tools
Align to Left Aligns the left sides to that of the primary element. Yes
Align to
Center
Aligns the centers to that of the primary element. Yes
Align to Right Aligns the right sides to that of the primary element. Yes
Align to Top Aligns the top sides (or the upper part) to that of the
primary element.
Yes
Table 4-1 Formatting Tools
46 TIBCO Software Inc.

Chapter 4 Report Elements
Icon Tool Name Description Multiple Select?
Align to
Middle
Aligns the middles to that of the primary element. Yes
Align to
Bottom
Aligns the bottom sides (or the lower part) to that of
the primary element.
Yes
Size Components Tools
Match Width Adjusts width to that of primary element. Yes
Match Height Adjusts height to that of primary element. Yes
Match Size Resizes to that of primary element. Yes
Size to Container Tools
Fit to Width Adjusts elements to fill width of container. Yes
Fit to Height Adjusts elements to fill height of container. Yes
Fit to Both Adjusts elements to fill width and height of container. Yes
Arrange in Container Tools
Horizontal
Layout
Centers selected elements vertically. Yes
Vertical
Layout
Centers selected elements horizontally. Yes
Grid Layout Positions elements in a grid based on properties set
on each element.
Yes
Miscellaneous Tools
Stretch to
Content
Resizes element to fit the content N/A
PDF 508 Tags Adds tags required for PDF 508C compliance
XLS Tags Adds tags that define how data is exported to the
Microsoft Excel format
TIBCO Software Inc. 47

TIBCO Jaspersoft Studio User Guide
4.4 Graphic Elements
Graphic elements like lines and shapes are used to make reports more attractive and readable. You can also add
these by dragging them from the palette to the report editing area.
4.4.1 Line
In Jaspersoft Studio, a line is defined by a rectangle for which the line represents the diagonal. By default, the
foreground color is used as the default color and a 1-pixel-width line is used as the line style.
You can customize the look, style, and direction of the line in the element’s Properties view.
4.4.2 Rectangle and Ellipse
The rectangle element is usually used to draw frames around other elements. By default, the foreground color
setting is used and a normal 1 pixel width
The ellipse is the only element that has no attributes specific to it. The ellipse is drawn in a rectangle that
defines the maximum height and width. By default, the foreground color is used, and a normal 1-pixel-width
line is used as line style. The background is filled with the background color setting if the element has not been
defined as transparent.
4.4.3 Images
An image is the most complex of the graphic elements. You can insert raster images (such as GIF, PNG and
JPEG images) in the report, but you can also use an image element as a canvas object to render, for example, a
Swing component, or to leverage some custom rendering code.
Dragging an image element from the Palette into the report editing area launches the Create new image
element dialog. This is the most convenient way to specify an image to use in the report. Jaspersoft Studio
does not save or store the selected image anywhere, it just uses the file location, translating the absolute path of
the selected image into an expression to locate the file when the report is executed. The expression is then set as
the value for the Image Expression property.
You can add an image by explicitly defining the full absolute path of the image file in your expression. This is
an easy way to add an image to the report, but, overall, it has a big impact on the report’s portability, since the
file may not be found on another machine (for instance, after deploying the report on a web server or running
the report on a different computer).
4.4.4 Padding and Borders
For the image and text elements you can visualize a frame or define a particular padding (the space between the
element border and its content) for the four sides. Border and padding are specified by selecting the element in
the report editing area, and using the Properties view.
In the Properties view, click the Borders option. This includes the following controls:
•Padding allows you to define padding widths for each of the four sides, or to apply the same value to all
sides.
•Borders allow you to select their color, style, and width, as well as choose where it appears.
As always, all the measurements are shown in pixels.
48 TIBCO Software Inc.

Chapter 4 Report Elements
4.5 Text Elements
Two elements are specifically designed to display text in a report: static text and text field. Static text is used
for creating labels or to print static text set at design time, that is not meant to change when the report is
generated. That said, in some cases you still use a text field to print labels too, since the nature of the static text
elements prevents the ability to display text dynamically translated in different languages when the report is
executed with a specific locale and it is configured to use a resource bundle leveraging the JasperReports
internationalization capabilities.
A text field is similar to a static text string, but the content (the text in the field) is provided using an
expression (which can be a simple static text string itself). That expression can return several kinds of value
types, allowing the user to specify a pattern to format that value. Since the text specified dynamically can have
an arbitrary length, a text field provides several options about how the text must be treated regarding alignment,
position, line breaks and so on. Optionally, the text field is able to grow vertically to fit the content when
required.
By default both text elements are transparent with no border, with a black text color. The most used text
properties can be modified using the text tool bar displayed when a text element is selected. Text element
properties can also be modified using the Properties view.
Text fields support hyperlinks as well. See 4.9.4, “Creating a Hyperlink,” on page60 for more information.
4.5.1 Static Text
The static text element is used to show non-dynamic text in reports. The only parameter that distinguishes this
element from a generic text element is the Text property, where the text to view is specified: it is normal text,
not an expression, and so it is not necessary to enclose it in double quotes in order to respect the conventions of
Java, Groovy, or JavaScript syntax.
4.5.2 Text Fields
A text field allows you to print an arbitrary section of text (or a number or a date) created using an expression.
The simplest case of use of a text field is to print a constant string (java.lang.String) created using an
expression like this:
"This is a text"
A text field that prints a constant value like the one returned by this expression can be easily replaced by a
static field; actually, the use of an expression to define the content of a text field provides a high level of
control on the generated text (even if it’s just constant text). A common case is when labels have to be
internationalized and loaded from a resource bundle. In general, an expression can contain fields, variables and
parameters, so you can print in a text field the value of a field and set the format of the value to present. For this
purpose, a text field expression does not have to return necessarily a string (that’s a text value): the text field
expression class name property specifies what type of value is returned by the expression. It can be one of
the following:
Valid Expression Types
java.lang.Object java.sql.Time java.lang.Long
TIBCO Software Inc. 49

TIBCO Jaspersoft Studio User Guide
Valid Expression Types
java.lang.Boolean java.lang.Double java.lang.Short
java.lang.Byte java.lang.Float java.math.BigDecimal
java.util.Date java.lang.Integer java.lang.String
java.sql.Timestamp java.io.InputStream
An incorrect expression class is frequently the cause of compilation errors. If you use Groovy or JavaScript you
can choose String as expression type without causing an error when the report is compiled. The side effect is
that without specifying the right expression class, the pattern (if set) is not applied to the value.
Let’s see what properties can be set for a text field:
Blank when null If set to true, this option avoids printing the text field content if the expression result is
a null object that would be produce the text “null” when converted in a string.
Evaluation time Determines in which phase of the report creation the Text field Expression has
to be elaborated.
Evaluation group The group to which the evaluation time is referred if it is set to Group.
Stretch with
overflow
When it is selected, this option allows the text field to adapt vertically to the content, if
the element is not sufficient to contain all the text lines.
Pattern The pattern property allows you to set a mask to format a value. It is used only when
the expression class is congruent with the pattern to apply, meaning you need a
numeric value to apply a mask to format a number, or a date to use a date pattern.
4.6 Frames
A frame is an element that can contain other elements and optionally draw a border around them. Since a frame
is a container of other elements, in Outline view the frame is represented as a node containing other elements.
A frame can contain other frames, and so on recursively. To add an element to a frame, just drag the new
element from the palette inside the frame. Alternatively you can use Outline view and drag elements from a
band into the frame. The position of an element is always relative to the container position. If the container is a
band, the element position is relative to the top of the band and to the left margin. If the container (or element
parent) is a frame, the element coordinates are relative to the top left corner of the frame. Since an element
dragged from a container to another does not change its top/left properties, when moving an element from a
container to another its position is recalculated based on the new container location.
The advantages of using a frame to draw a border around a set of elements, with respect to using a simple
rectangle element, are:
•When you move a frame, all the elements contained in the frame move.
50 TIBCO Software Inc.

Chapter 4 Report Elements
•While using a rectangle to overlap some elements, the elements inside the rectangle are not treated as if
they overlap (respect to the frame), so you don't have problems when exporting in HTML (which does not
support overlapped elements).
•Finally, the frame automatically stretches according to its content, and the element position type
property of its elements refer to the frame itself, not to the band, making the design a bit easier to manage.
4.7 Inserting Page and Column Breaks
Page and column breaks are used to force the report engine to make a jump to the next page or column. A
column break in a single column report has the same effect as a page break.
In the Design tab, they are represented as a small line. If you try to resize them, the size is reset to the default,
this because they are used just to set a particular vertical position in the page (or better, in the band) at which
Jaspersoft Studio forces a page or column break.
The type of break can be changed in the Properties view.
4.8 Working with Composite Elements
Composite elements are one or more pre-configured elements that you can use in your reports. You can
configure properties such as the size, color, or font of an element, or create a text field with a complex
expression you frequently use, and then save it as a composite element. Jaspersoft Studio also ships with several
pre-existing composite elements, such as page number and total pages.
Some element types are hard to reuse in other reports, in particular, those elements that depend on the
availability of a specific subdataset having certain fields. You cannot include elements based on a dataset in a
composite element. In particular, composite elements can not include charts, tables, lists and crosstabs.
Composite elements can include notes, text fields, static text, images, breaks, rectangles, ellipses, lines, frames
(must contain only permitted elements), barcodes, HTML elements, and other composite elements.
If your composite element contains elements that use expressions (text-field expressions or print-when
expressions), the objects you are referencing in those expressions (such as variables, fields or parameters) should
available in the report in which you use the composite elements. If the objects are not present, you may receive
an error when compiling or previewing the report.
Composite elements cannot include elements based on a dataset, such as charts or crosstabs.
4.8.1 Creating and Editing Composite Elements
To create a composite element:
1. Open or create a report.
For example:
a. Go to File > New >Jasper Report or click on the main toolbar.
b. In the New Report Wizard, select Blank A4 in the Report Templates window and click Next.
c. Select a name and location for your file (for example, Composite Element Sample Report in MyReports)
and click Next.
TIBCO Software Inc. 51

TIBCO Jaspersoft Studio User Guide
d. Choose One Empty Record in the Data Source window and click Finish.
2. Place the elements you want in the Title band and format and position them.
Composite elements must be created from the Title band.
For example, to create a footer that includes your company name and the page number:
a. Drag the Static Text element to the Title band in your report and type My Company. Then align the
company name to the to the left by right-clicking the Static Text element and selecting Align in
Container> Align to Left Margin.
b. Drag the Page Number element to the Title band in your report. Align the Page Number to the right by
right-clicking the Page Number element and selecting Align in Container> Align to Right Margin.
Then, with the Page Number element selected, go to the Text Field tab in the Properties view and
click to align the text right.
c. Select both elements, right-click, and choose Align Components>Align Top.
3. Select all the elements you want in your composite.
4. (Optional) To have your elements move together, right-click and select Enclose into Frame from the
context menu.
5. Make sure all elements are still selected.
Figure 4-10 Selected Elements For Composite Element Creation
6. Right-click and select Save as Composite Element.
The Composite Element Settings dialog box opens.
Figure 4-11 Composite Element Settings Dialog Box
7. Enter the following information:
•Name: Enter a unique name you want to appear in the palette.
52 TIBCO Software Inc.

Chapter 4 Report Elements
•Description (optional): Enter a description. If the element uses text fields or expressions, it may be
useful to mention these, or the expected data adapter, in the description.
•Icon (optional): Choose the icon that will show in the palette for this composite element. You can
choose an icon in JPG, PNG, or GIF format. If you click Browse to locate an icon, and you want to use
a PNG or a GIF, you must choose the correct format at the bottom right of the file open dialog. If you
do not choose an icon, Jaspersoft Studio uses the default icon .
•Position in Palette: Select one of Basic Elements, Composite Elements, or Components Pro.
8. Click Finish.
9. Click OK on the confirmation message.
The new composite element is saved as a .jrtool file in the same location as your report. An icon is added to
the bottom of the subpalette you selected.
Figure 4-12 Composite Element in the Palette
To edit the contents of a composite element:
1. Right-click on the composite element in the palette and select Open in Designer.
The composite element opens in the Designer as a .jrtool file.
2. You can add and remove elements and change element formatting. If you add elements, remember to select
all elements and create a frame.
3. Save the file.
To edit the name or location of a composite element:
1. Right-click on the composite element in the palette and select Edit.
The Composite Element Settings dialog box opens.
2. Change the name, description, icon, or position in palette.
3. Click Finish.
4. Click OK on the confirmation message.
To delete a composite element you have created:
1. Right-click on the composite element in the palette and select Delete.
The element is removed from the palette.
You cannot delete the composite elements that are shipped with Jaspersoft Studio.
TIBCO Software Inc. 53

TIBCO Jaspersoft Studio User Guide
4.8.2 Exporting and Importing Composite Elements
You can share composite elements between Jaspersoft Studio installations using import/export.
To export one or more composite elements:
1. Right-click on a custom composite element in the palette.
2. Select Export Composite Elements from the context menu.
Figure 4-13 Exporting Composite Elements
3. Select the elements you want to export in the Export Composite Elements dialog.
4. Click Finish.
5. When prompted, navigate to the location where you want to save the export file, and click OK.
The selected composite elements are saved as a .zip file in the location you chose.
To import a composite element set:
1. Right-click on any element in the palette.
2. Select Import Composite Elements from the context menu.
3. Navigate to the location where your zip file is stored, select the file you want to upload, and click Open.
4. Choose a name, optional description, and optional icon in the Import Composite Element dialog and select
the palette where you want the composite element to appear. The name in the palette must be unique.
54 TIBCO Software Inc.

Chapter 4 Report Elements
Figure 4-14 Importing Composite Elements
5. If there are additional elements in the file, click Next and configure the next element as in the previous
step.
6. When you have configured all your imported elements, click Finish.
The composite elements are placed in the palette with the settings you configured.
4.9 Anchors, Bookmarks, and Hyperlinks
JasperReports Library provides a powerful combination of settings to define hyperlinks. While a hyperlink
usually opens a specific URL, JasperReports broadens the concept, extending it to a more complex object that
can be used for more complicated functionality, such as executing a report in JasperReports to perform a drill-
down or drill-up operation, pointing to a page within a PDF document, and so on.
Image, text field, and chart elements can be used both as anchors in a document and as hypertext links to
external sources or to other local anchors.
This section describes hyperlinks for images, text fields, and charts. Hyperlinks for HTML5 charts are
defined differently, as described in 15.5, “Hyperlinks in HTML5 Charts,” on page241.
To set anchor, bookmark, or hyperlink properties, select an image, text field, or chart element and go to the
Hyperlink tab in the Properties view.
TIBCO Software Inc. 55

TIBCO Jaspersoft Studio User Guide
Figure 4-15 Anchor, Bookmark, and Hyperlink Properties
This window is divided in two sections:
•Anchor and Bookmark
•Hyperlink
4.9.1 Anchors and Bookmarks
An anchor identifies a specific position in a document. If you plan to export your report to PDF, you can
optionally set a bookmark level to have the anchor show up as a PDF bookmark. The Anchor and Bookmark
area lets you set the following:
•Anchor Name Expression – Expression for the name of the anchor. This name can be referenced by other
hyperlinks. Click the button to open the Expression Editor, where you can write or build the
expression.
•Bookmark Level – Bookmark level when the report is exported to PDF. If you plan to export your report
as a PDF, set a bookmark level to populate the bookmark tree, making the final document navigation much
easier. To make an anchor available as a bookmark, simply choose a bookmark level higher than 1.
Defining different levels creates nested bookmarks.
Bookmarks can also be displayed in JasperReports Server when the report is displayed in the interactive
viewer. To display bookmarks in the server, set the following property:
<property name="net.sf.jasperreports.print.create.bookmarks" value="true"/>
This property can be set on the report level or globally in the JasperReports Server
WEB-INF\classes\jasperreports.properties file.
In JasperReports 5.6 and later the same table of contents is also available in the JasperPrint object, and
can be explored by calling the method:
List<PrintBookmark> getBookmarks()
56 TIBCO Software Inc.

Chapter 4 Report Elements
4.9.2 Hyperlinks
Hyperlinks let you link a location in a report to another destination. The most important property of a hyperlink
is its type, which determines the format of the target. Jaspersoft Studio supports the following types of
hyperlink: The exact properties of a hyperlink depend on the hyperlink type. The following properties may
appear for a hyperlink:
•Link Target – Specifies where to open the link target. The Link Target is similar to the target attribute of
an HTML link. The dropdown box shows the following options: Self, Blank, Top, Parent. You can also
possible specify a target name, which actually makes sense only when the hyperlink is used in a web
environment.
•Link Type – The following link types are supported in Jaspersoft Studio: Reference, Local Anchor, Local
Page, Remote Anchor, Remote Page, and ReportExecution. You can also defined your own custom
hyperlink types.
•Target Expressions – Expressions that determine the location of the link target. May include:
•Hyperlink Anchor Expression – Anchor in document to use as hyperlink target.
•Hyperlink Page Expression – Page in document to use as hyperlink target.
•Hyperlink Reference Expression – Location of remote document. For link of type Reference, use a
URL; for a link of type Remote Anchor or Remote Page, use a file reference.
•Hyperlink When Expression – Expression that determines when the hyperlink is implemented. A
hyperlink is only available if the Hyperlink When expression returns the Boolean value True (default).
•Tooltip Expression – String to use as a tooltip when a user hovers the cursor over the hyperlink.
•Parameters – Parameters that specify information about the target; only available for ReportExecution
hyperlinks and custom hyperlink types.
ReportExecution is implemented as a custom hyperlink type in JasperReports Library.
4.9.2.1 Linking to a URL
To link to a URL, http://www.jaspersoft.com/, select Reference from the Link Type dropdown in the Properties
view. Hyperlinks of type Reference are rendered in all output formats that support web links, including
Microsoft Excel and Word.
When working with a hyperlink of type Reference, you can add parameters via the Hyperlink Reference
Expression. For example, the following expression uses the values of the city and country fields to
dynamically build a URL:
"http://www.someurl.com/search?city=" + $F{city} + "&country= " + $F{country}
4.9.2.2 Linking to a Report
Several hyperlink types link to an existing report. These types are primarily supported in PDF and HTML
formats:
•LocalAnchor – Links between two locations into the same document. It can be used, for example, to link
the titles of a summary to the chapters to which they refer. To define the local anchor, it is necessary to
specify a hyperlink anchor expression, which will have to produce a valid anchor name, for example,
"title".
•LocalPage – Point to a specific page in the current report. In this case, it is necessary to specify the page
number you are pointing to by means of a hyperlink page expression, for example Integer.valueOf(2).
The expression must return an Integer object.
•RemoteAnchor – Points to an anchor that resides in an external document. In this case, the location of the
external file must be specified in the Hyperlink Reference Expression field, and the name of the anchor
must be specified in the Hyperlink Anchor Expression field.
TIBCO Software Inc. 57

TIBCO Jaspersoft Studio User Guide
•RemotePage – Points to a particular page of an external document. In this case the location of the external
file must be specified in the Hyperlink Reference Expression field, and the page number must specified in
the Hyperlink Reference Expression.
Similar to links of type Reference, you can specify additional parameters for these hyperlink types by appending
them to the expression string.
4.9.2.3 Creating a Link Between Reports on a JasperReports Server Instance
Hyperlinks of type ReportExecution execute one JasperReports Server report from another JasperReports Server
report, for example, when drilling down to a report in the context of JasperReports Server. Instead of a hyperlink
reference or similar expression, ReportExecution hyperlinks use JasperReports parameters to specify the target.
The following report-execution parameters are available:
•_report (required) – String that points to the JasperReports Server report to execute. Usually a path on
JasperReports Server, enclosed in quotes, such as "/public/Samples/Reports/myReport"
•_page (optional) – Specifies a page to display in the target report. Only one of _page and _anchor should
be used. If both are used, _page takes precedence and _anchor is ignored.
•_anchor (optional) – Specifies a named anchor to display in the target report.
•_output (optional) – Specifies an output format for the report, such as PDF, DOCX, etc. Default is HTML.
•If the destination report contains one or more input controls, their value can be set by specifying the name
of the input control as a parameter name and providing a value.
ReportExecution hyperlinks are an example of custom hyperlink extensions in JasperReports Library.
More generally, these parameters can be used by URL Handlers, especially JasperReports Library
extensions, to manipulate and generate hyperlinks.
Creating a ReportExecution hyperlink by dragging:
The easiest way to configure a ReportExecution hyperlink in Jaspersoft Studio is to drag a report unit from
the JasperReports Server repository explorer over an element that supports hyperlinks (such as a textfield).
Figure 4-16 Dragging a report from the server into the Report Design
58 TIBCO Software Inc.

Chapter 4 Report Elements
The auto-configured hyperlink automatically sets the type to ReportExecution and configures the _report
parameter. Moreover, if the JasperReports Server Report has input controls, they are added to the list of
parameters, ready to be populated with a proper value expression, as shown below.
Figure 4-17 Configuring Hyperlink Parameters
4.9.3 Hyperlink Types
Jaspersoft Studio provides six types of built-in hypertext links: Reference, LocalAnchor, LocalPage,
RemoteAnchor and RemotePage. Other types of hyperlinks can be implemented and plugged into JasperReports.
The following table describes the hyperlink types.
Reference The Reference link indicates an external source that is identified by a normal URL. This
is ideal to point, for example, to a servlet to manage a record drill-down tool. The only
expression required is the hyperlink reference expression.
LocalAnchor To point to a local anchor means to create a link between two locations into the same
document. It can be used, for example, to link the titles of a summary to the chapters to
which they refer.
To define the local anchor, specify a hyperlink anchor expression that produces a valid
anchor name.
LocalPage If instead of pointing to an anchor you want to point to a specific current report page,
you need to create a LocalPage link. In this case, it is necessary to specify the page
number you are pointing to by means of a hyperlink page expression (the expression
has to return an Integer object).
RemoteAnchor If you want to point to a particular anchor that resides in an external document, you use
the RemoteAnchor link. In this case, the URL of the external file referenced must be
specified in the Hyperlink Reference Expression field, and the name of the anchor must
be specified in the Hyperlink Anchor Expression field.
TIBCO Software Inc. 59

TIBCO Jaspersoft Studio User Guide
RemotePage This link allows you to point to a particular page of an external document. Similarly, in
this case the URL of the external file pointed to must be specified in the Hyperlink
Reference Expression field, and the page number must be specified by means of the
hyperlink page expression. Some export formats have no support for hypertext links.
ReportExecution This type of hyperlink is used to implement JasperReports Server’s drill-down feature.
Some export formats have no support for hypertext links.
4.9.4 Creating a Hyperlink
Some types of datasets let you assign a hyperlink to the value represented in the chart; in the report output,
clicking the chart opens a web page or navigates to a different location in the report.
The click-enabled area depends on the chart type. For example, in pie charts, the hyperlink is linked to each
slice of the pie; in bar charts, the click-enabled areas are the bars themselves.
Image, text field, and chart elements can be used both as anchors into a document and as hypertext links to
external sources or local anchors.
To create a hyperlink:
1. Click the Hyperlink tab in the Properties view.
2. In the Link Target drop-down, choose one of the following target types:
•Self: This is the default setting. It opens the link in the current window.
•Blank: Opens the target in a new window. Used for output formats such as HTML and PDF.
•Top: Opens the target in the current window but outside eventually frames. Used for output formats
such as HTML and PDF.
•Parent: Opens the target in the parent window (if available). Used for output formats such as HTML
and PDF.
3. In the Link Type drop-down, choose whether the link type is None, Reference, LocalAnchor, LocalPage,
RemoteAnchor, RemotePage, or ReportExecution.
See “Hyperlink Types” on page59 for an explanation of the different choices.
4. Click the button next to Hyperlink Tool Expression to create a tooltip for your hyperlink.
5. Save your report.
4.10 Advanced Elements and Custom Components
Besides the built-in elements seen up to now, JasperReports supports two technologies that enable you to plug-
in new JasperReport objects respectively called “custom components” and “generic elements.” Both are
supported by Jaspersoft Studio. Without a specific plug-in offered by the custom element provider, there is not
much you can do with it; you can just set the common element properties. Therefore, a custom element
developer should provide a plug-in for Jaspersoft Studio through which you can, at least, add the element to a
report (maybe adding a palette item) and modify the element properties (implementing what is required to
display the additional properties in the Properties view when the element is selected.
60 TIBCO Software Inc.

Chapter 4 Report Elements
4.11 Custom Visualization Component
The custom visualization component lets you leverage JavaScript in Jaspersoft Studio and JasperReports Server.
You can create JavaScript modules and use them in your reports to extend their functionality. The main purpose
of the custom visualization component is to render SVG (Scalable Vector Graphics) images. Your modules can
leverage third-party JavaScript libraries, such as JQuery. For example, perhaps you want to create reports with
dynamic behaviors for interaction and animation; you could leverage D3 (d3js.org) to bind data to the
Document Object Model (DOM) and manipulate the SVG. Such a report is shown in , “D3-enabled report,” on
page61.
Please note that this component is only supported by the Jaspersoft Community
(community.jaspersoft.com). For this release, TIBCO Jaspersoft Technical Support and Engineering do
not support it.
D3-enabled report
The custom visualization component is a powerful and flexible feature, suitable for advanced users of
JasperReports Library. Using the component requires advanced coding skills in the following technologies:
•JavaScript
•CSS
•HTML/DHTML
•Optionally, any third-party library you want to expose in Jaspersoft Studio and JasperReports Server.
TIBCO Software Inc. 61

TIBCO Jaspersoft Studio User Guide
Before creating reports that use your third-party library, you must configure various applications to work
together; you must:
1. Install PhantomJS (phantomjs.org), which renders your JavaScript module's visual component.
2. Configure Jaspersoft Studio and JasperReports Server to use PhantomJS.
3. Create a JavaScript module that renders an SVG. This main module, as well as any JavaScript it relies on,
are optimized and combined into a single JavaScript file (using a RequireJS build file (build.js). Jaspersoft
Studio simplifies the optimization process to generate the JavaScript implementation of the component.
Place your JavaScript files somewhere that Jaspersoft Studio can find it, such as attaching it to the report
unit or placing it on the classpath.
Next, create and deploy reports that rely on your custom visualization component to render SVG images. Drag
the Custom Visualization component from the Elements palette into the Design tab, and create a report-level
property of type com.jaspersoft.jasperreports.components.customvisualization.require.js; it
must specify the main JavaScript file for your custom visualization. The custom visualization component
appears as a rectangular area of your report. A single custom visualization component can be used by any
number of reports that require the same JavaScript functionality. When exported to HTML format, these reports
can be interactive (assuming that your module attaches events to the DOM).
You can also create a custom component descriptor in JSON, which lets you add the following to your
component:
•A component UI – You can specify the property names and types and the data items used by the
component.
•A thumbnail image – Used when the component is presented in the component choose, which appears
when a component is dragged into the design view.
•Location of implementation files – You can specify the location of the JavaScript file and CSS file which
implement the component.
This component can help you leverage any number of JavaScript libraries, such as:
•D3.js
•Raphäel
•Highcharts
•JQuery
For more in-depth information, please see the articles on our Community wiki that describe the custom
visualization component.
62 TIBCO Software Inc.

CHAPTER 5 FIELDS
In a report, there are three groups of objects that can store values:
•Fields
•Parameters
•Variables
Jaspersoft Studio uses these objects in data source queries. In order to use these objects in a report, they must be
declared with a discrete type that corresponds to a Java class, such as String or Double. After they have been
declared in a report design, the objects can be modified or updated during the report generation process.
This chapter contains the following sections:
•Understanding Fields
•Registration of Fields from a SQL Query
•Registration of JavaBean Fields
•Fields and Text Fields
5.1 Understanding Fields
A print is commonly created starting from a data source that provides a set of records composed of a series of
fields. This behavior is exactly like obtaining the results of an SQL query.
Jaspersoft Studio displays available fields as children of the Fields node in the document outline view. To
create a field, right-click the Fields node and select Create Field. The new field is included as an undefined
entry on the Properties tab. You can configure the field properties by selecting it.
Select the Object tab to name your field, enter a description, and choose a class.
TIBCO Software Inc. 63

TIBCO Jaspersoft Studio User Guide
Figure 5-1 Object Tab in Properties View of a Field
Select the Advanced tab to enter advanced properties for the field.
Figure 5-2 Advanced Tab in Properties View of a Field
A field is identified by a unique name, a type, and an optional description. You can also define a set of
name/value pair properties for each field. These custom properties are not generally used by JasperReports, but
they can be used by external applications or by some custom modules of JasperReports (such as a special query
executor).
Jaspersoft Studio determines the value for a field based on your data source. For example, when using an SQL
query to fill a report, Jaspersoft Studio assumes that the name of the field matches the name of a field in the
query result set. You must ensure that the field name and type match the field name and type in the data source.
You can systematically declare and configure large numbers of fields using the tools provided by Jaspersoft
Studio. Because the number of fields in a report can be quite large (possibly reaching the hundreds), Jaspersoft
Studio provides different tools for handling declaration fields retrieved from particular types of data sources.
Inside each report expression (like the one used to set the content of a text field) Jaspersoft Studio specifies a
field object, using the following syntax:
$F{<field name>}
where <field name> must be replaced with the name of the field. When using a field expression (for example,
calling a method on it), keep in mind that it can have a value of null, so you should check for that condition.
An example of a Java expression that checks for a null value is:
($F{myField} != null) ? $F{myFiled}.doSomething() : null
This method is generally valid for all the objects, not just fields. Using Groovy or JavaScript this is rarely a
problem, since those languages handle a null value exception in a more transparent way, usually returning an
empty string.
64 TIBCO Software Inc.

Chapter 5 Fields
In some cases a field can be a complex object, like a JavaBean, not just a simple value like a String or an
Integer. A trick to convert a generic object to a String is to concatenate it to an empty string this way:
$F{myfield}+ “”
All Java objects can be converted to a string; the result of this expression depends on the individual object
implementation (specifically, by the implementation of the toString() method). If the object is null, the result
returns the literal text string “null” as a value.
5.2 Registration of Fields from a SQL Query
An SQL query is the most common way to fill a report. Jaspersoft Studio provides several tools for working
with SQL, including a query designer and a way to automatically retrieve and register the fields derived from a
query in the report.
Before opening the query dialog, be sure you select the correct connection/data source. All operations performed
by the tools in the query dialog use this data source.
To open the query dialog (Figure 5-3) right-click the name of your report in the Outline view and choose
Dataset and Query....
Figure 5-3 Query Dialog
TIBCO Software Inc. 65

TIBCO Jaspersoft Studio User Guide
Jaspersoft Studio doesn't require a query to generate a report. It can obtain data from a data source that is not
defined by a query execution. JasperReports supports multiple query languages including:
•CQL
•HiveQL
•JSON
•MongoDBQuery
•PLSQL
•SQL
•XLS
•XPath
If the selected data source is a JDBC connection, Jaspersoft Studio tests the access connection to the data source
as you define the query. This allows Jaspersoft Studio to identify the fields using the query metadata in the
result set. The design tool lists the discovered fields in the bottom portion of the window. For each field,
Jaspersoft Studio determines the name and Java type specified by the JDBC driver.
If your query accesses tables containing large amounts of data, scanning the data source for field names could
take a while. In this case you might consider disabling the Automatically Retrieve Fields option to quickly
finish your query definition. When you've completed the query, click the Read Fields button to start the fields
discovery scan.
All fields used in a query must have a unique name. Use alias field names in the query for fields having
the same name.
The field name scan may return a large number of field names if you are working with complex tables. To
reduce unnecessary complexity, we suggest that you review the list of discovered names and remove fields
you're not using in your report.When you click OK all the fields in the list are included in the report design.
Although you can remove them later in the outline view, it’s a good idea at this point in the design process to
remove any field names that you won’t be using.
5.3 Registration of JavaBean Fields
One of the most advanced features of JasperReports is its ability to manage data sources that aren't based on
simple SQL queries. One example of this is JavaBean collections. In a JavaBean collection, each item in the
collection represents a record. JasperReports assumes that all objects in the collection are instances of the same
Java class. In this case the “fields” are the object attributes (or even attributes of attributes).
By selecting the Java Bean tab in the query designer, you can register the fields that correspond to the
specified Java classes. We assume you know the Java classes that correspond to the objects that you use in your
report.
66 TIBCO Software Inc.

Chapter 5 Fields
Figure 5-4 JavaBeans Tab
Suppose you're using objects of this Java class:
com.jaspersoft.ireport.examples.beans.PersonBean
To register fields for the class:
1. Put the class name in the name field and click Read attributes. Jaspersoft Studio scans the class.
2. Check the scan results to make sure Jaspersoft Studio has captured the correct object attributes for the class
type.
3. Select the fields you want to use in your report and click Add.
Jaspersoft Studio creates new fields corresponding to the selected attributes and adhesion to the list. The
description, in this case, stores the method that the data source must invoke to retrieve the value for the
specified field.
Jaspersoft Studio parses a description such as address.state (with a period between the two attributes) as an
attribute path. This attribute path is passed to the function getAddress() to locate the target attribute, and then
to getState() to query the status of the attribute. Paths may be arbitrary and long, and Jaspersoft Studio can
recursively parse attribute trees within complex JavaBeans and in order to register very specific fields.
We have just discussed the two tools used most frequently to register fields, but we’re not done yet. There are
many other tools you can use to discover and register fields, for instance, the HQL and XML node mapping
tools.
TIBCO Software Inc. 67

TIBCO Jaspersoft Studio User Guide
5.4 Fields and Text Fields
To print a field in a text element, you must set the expression and the textfield class type correctly. You may
also need to define a formatting pattern for the field.
To create a corresponding text field, drag the field you want to display from the Outline view into the design
panel. Jaspersoft Studio creates a new text field with the correct expression (for example, $F{fieldname}) and
assigns the correct class name.
5.5 Data Centric Exporters
Jaspersoft Studio supports two data-oriented export formats designed to be used programmatically when another
application embeds TIBCO Jaspersoft products:
•CSV: exports the report's data to a list of comma-separated values (CSV).
•JSON: exports the report's data to a JavaScript Object Notation (JSON) object.
In both cases, the metadata defines the structure of the exported data.
Jaspersoft Studio also supports other types of field-level metadata:
•PDF 508 Tags are used to create report output in Adobe Acrobat format that provides functionality in
accordance with the Americans with Disabilities 508 specification.
•XLS Tags are used to define how data is exported to the Microsoft Excel format. In addition to numerous
layout settings, you can define XLS metadata that define the structure of the data when exported.
This section describes how to work with metadata for PDF 508 Tags and for the JSON exporter.
5.5.1 Configuring a Report's Metadata for PDF 508 Tags
To add 508 functionality to a report, you must add tags to the report elements. Jaspersoft Studio has menu items
that let you explicitly insert tags for headings, tables, and table-like elements. For more information about tags
for 508 functionality in JasperReports Library, see the JasperReports Library Ultimate Guide.
5.5.1.1 Tagging Headings
You can tag text fields or static text elements as headings. You can include a range of static text elements
and/or text fields in the same heading.
To tag a single element as a heading:
1. Right-click the text field or static text and select PDF508Tags> Heading> Heading n> Full from the
context menu.
The setting is displayed in the upper left-hand corner of the element in design view. It is underlined to
show the element is the full heading.
Figure 5-5 A static text element tagged as Full
68 TIBCO Software Inc.

Chapter 5 Fields
To tag multiple elements as a heading:
1. Right-click the first text field or static text element in your heading section and select PDF508Tags>
Heading> Heading n> Start from the context menu.
2. Right-click the last text field or static text element in your heading section and select PDF508Tags>
Heading> Heading n> End from the context menu.
In design view, the start of a multi-element heading is shown in the upper left-hand corner of the Start
element, and the end is shown in the lower right-hand corner of the End element.
Figure 5-6 Text fields tagged as start and end
To remove a heading tag from an element:
1. Right-click the text field or static text element in your heading section and select PDF508Tags>
Heading> Heading n> None from the context menu.
5.5.1.2 Using Automatic Table Tagging
In version 6.2, we added the net.sf.jasperreports.components.table.generate.pdf.tags property.
When this property is enabled, tags are automatically generated for the tables in your report. This property can
be set at the global, report, or table level.
To set this property globally:
1. Select Window> Preferences to open the Preferences dialog box.
2. Navigate to Jaspersoft Studio> Properties.
3. Click Add to open the Properties dialog.
4. Enter the following values:
•Property Name –net.sf.jasperreports.components.table.generate.pdf.tags
•Value – Enter true to enable table tagging or false to disable table tagging.
Setting the property globally inserts tags when you export a report to PDF directly from Jaspersoft Studio.
If you are publishing your reports to another environment, such as JasperReports Server, you must
enable this property in the jasperreports.properties file in your environment. See the JasperReports
Server Administrator Guide for more information about enabling this property for JasperReports Server.
To set this property for a report or table:
1. For a table, right-click in the table. For a report, right-click on the root node in outline view.
2. Select PDF508Tags> Autotag Table from the context menu.
3. Select one of the following options:
•Default – Inherits the property settings from a higher level. If the property has been set explicitly at a
higher level, the current setting is shown on the menu, for example Default (Enabled).
•Enabled – Enables the property for this table or report. This setting overrides any value set at a higher
level.
•Disabled – Disables the property for this table or report. This setting overrides any value set at a
higher level.
TIBCO Software Inc. 69

TIBCO Jaspersoft Studio User Guide
When the net.sf.jasperreports.components.table.generate.pdf.tags is set at the table level, the
setting is displayed in the upper left-hand corner of the table in design view.
Figure 5-7 Table with tagging enabled
5.5.1.3 Manually Tagging Tables and Lists
Automatic table tagging only works with table elements. If you have a table-like element in your report, such as
a list or a tabular arrangement of fields, it cannot be tagged automatically. However, you can manually insert
list or table tags using the context menu. Like tables, manual tagging only works with text fields and static text.
You manually tag lists and tables using a CSS-type structure. The general steps necessary to tag tables are
shown.
To manually tag a tabular arrangement of elements as a table:
1. Tag the first element in your table: PDF508Tags> Table> Start.
2. Tag the start and end of each row:
a. Tag the first element in your row: PDF508Tags> TableRow> Start.
b. Tag the last element in your row: PDF508Tags> TableRow> End.
3. To make a row a header row, add header tags to the start and end:
a. Tag the first element in each header row: PDF508Tags> TableHeader> Start.
b. Tag the last element in each header row: PDF508Tags> TableHeader> End.
4. Tag each detail element in each row: PDF508Tags> TableDetails> Full.
5. Tag the final element in your table: PDF508Tags> Table> End.
To manually tag elements as a list:
1. Tag the first element in your list: PDF508Tags> List> Start.
2. Tag each list item: PDF508Tags>ListItem> Full.
3. Tag the final element in your list: PDF508Tags> List> End.
5.5.1.4 Setting Export Parameters
Once you have inserted your 508C tags correctly, you must set the PDF export parameters in your report.
1. Click on the report preview.
2. The first time the report runs, it will not have tags. To speed up the initial run, select One Empty Record.
3. Select PDF from the format menu and wait for the report to run.
4. If necessary, click to open the panel on the left of the preview window.
5. Click to view the exporter parameters.
70 TIBCO Software Inc.

Chapter 5 Fields
Figure 5-8 PDF Export Parameters tab in report preview
6. Select Is Tagged.
7. Enter a language code in the Tag Language field.
Figure 5-9 508C tags in PDF Export Parameters tab
8. Select the correct data adapter and run your report.
5.5.2 Configuring a Report's Metadata for Use With the JSON Data Exporter
JasperReports Server's REST API includes a JSON (JavaScript Object Notation) data exporter that enables you
to feed pure data into applications you integrate with the server. During report generation, this exporter skips all
layout-related steps and returns a dataset. The structure of this data is determined by metadata you define in
your report. You can also define expressions to determine how data from a specific filed is exported.
Note: The ability to define metadata and export data in JSON format is sometimes referred to as the
JasperReports Data API.
You can define a structure by separating the names of the levels you want to create with periods (.). For
example, consider a report with three fields configured with these JSON properties:
Field Expression JSON Path
$F{salesamount} store.sale.amount
$F{salesyear} store.sale.year
$F{cust.name} store.cust.name
TIBCO Software Inc. 71

TIBCO Jaspersoft Studio User Guide
When exported to JSON, the data is structured with three distinct paths:
store
sale
amount
year
cust
name
Example exported data would be similar to:
[
{store:
[
{
sale:[{amount:"19000", year:2014}],
cust:[{name:"Acme"}],
}
]
}
]
Note that when you preview your report as JSON, the data is not formatted to be human readable, as above.
You may want to use one of the many JSON formatting tools to review the output of your JSON tagged report,
you can copy the JSON output from the Preview tab.
It's important to define paths that create a structure that the application receiving the data can interpret.
To define JSON export object metadata in your report:
1. Open a report that includes the fields you want to export to your application.
2. Right-click a field in the Design tab, and select JSON tags > JSON Metadata Path.
If the field you selected appears in a frame, you're warned that JasperReports Library may ignore the
property. This warning relates only to older versions of the library; it remains in the product for backwards-
compatibility. For current versions of JasperReports Server, JasperReports Server, and Jaspersoft Studio,
properties defined in frames aren't ignored.
3. If you receive this warning, click OK. The JSON Exporter Property Configuration window appears.
4. In the Path field, enter a string that specifies the way the data from this field should be exported. For
example, if you are working with a field that returns a sales amount value, you might enter
store.sale.amount.
5. If the data being returned necessitates it, check the Repeat value if missing check box.
This option is helpful if your source data doesn't include values for every row of data returned. Selecting
this option instructs Jaspersoft Studio to simply use the last value passed when a value is missing, which
may prevent problems in the application receiving the JSON object.
6. If you want to manipulate the data being exported, check the Use custom expression for exported
value check box, click , and define an expression.
7. Click OK.
8. Select each field you want to export to JSON and define its metadata.
9. Click File > Save.
10. Click Preview.
72 TIBCO Software Inc.

Chapter 5 Fields
11. If the JSON Metadata preview isn't selected, click the arrow next to the current preview format, and select
JSON Metadata.
Figure 5-10 Selecting the JSON Metadata Preview
12. Review the structure of the data to ensure your application can interpret it.
13. If the data isn't structured correctly, click Design and edit each field's JSON export properties.
14. When you're satisfied with the data returned by Jaspersoft Studio, you can publish your report to
JasperReports Server and begin testing your own application's ability to use the data passed by the server.
TIBCO Software Inc. 73

TIBCO Jaspersoft Studio User Guide
74 TIBCO Software Inc.

CHAPTER 6 PARAMETERS
Parameters are values usually passed to the report from the application that originally requested it. They can be
used for configuring report features at generation time (like the value to use in an SQL query), or to supply
additional data that's not provided by the data source (like a custom report title, an application-specific path for
images).
Report parameters have many functions in a report. They can be used in the "where" condition of an SQL query,
or to provide additional data to the report (like the value of a title or name of the user that executed the report).
A parameter is defined by a name and a Class, which is a Java class type. For example a parameter of type
java.sql.Connection may be used to populate a subreport, while a simple java.lang.Boolean parameter may be
used to show or hide a section of the report.
This chapter contains the following sections:
•Managing Parameters
•Default Parameters
•Using Parameters in Queries
•Parameters Prompt
6.1 Managing Parameters
Parameters are the best communication channel between the report engine and the execution environment (your
application).
A parameter can have a default value defined by means of the default expression property. This expression is
evaluated by JasperReports only when a value for the parameter has not been provided by the user at run time.
TIBCO Software Inc. 75

TIBCO Jaspersoft Studio User Guide
Figure 6-1 Parameters in Outline View
To manage parameters, use the outline view. Add a parameter by right-clicking on the item Parameters and
choosing Create Parameter. To delete a parameter from the outline view right click on it and select Delete.
The parameters with light gray names are created by the system and can not be deleted or edited.
Right-click any parameter and choose Show Properties to view and edit the properties of the parameter.
Figure 6-2 Parameters - Properties
Parameters have the following properties on the Object tab:
•Name – Name of the parameter.
•Class – Class type of the parameter.
76 TIBCO Software Inc.

Chapter 6 Parameters
•Default Value Expression – Pre-defined value for the parameter. This value is used if no value is
provided for the parameter from the application that executes the report. The type of value must match the
type declared in the Class field.
You may legally define another parameter as the value of Default Value Expression, but this method
requires careful report design. Jaspersoft Studio parses parameters in the same order in which they are
declared, so a default value parameter must be declared before the current parameter.
•Description – A string describing the parameter. The description is not used directly by JasperReports, but
may be passed to an external application.
•Is for Prompting – Enable this to have Jaspersoft Studio prompt for the parameter when the report is
executed. May also be passed to an external application.
On the Advanced tab, you can use the Properties field to specify pairs of type name/value as properties for
each parameter. This is a way to add extra information to the parameter for use by external applications. For
example, you can use properties to include the description of the parameter in different languages or to add
instructions about the format of the input prompt.
6.2 Default Parameters
JasperReports provides some built-in parameters (internal to the reporting engine). You can read the built-in
parameters, but you can't modify or delete them. Some important built-in parameters are:
•REPORT_CONNECTION - For a report using JDBC, this parameter holds the JDBC connection used to run the
SQL query.
•REPORT_DATA_SOURCE - This parameter contains the data source used to fill the report (if available)
•REPORT_LOCALE - This parameter contains the Locale used to fill the report.
Some built-in parameters are specific to a query language. For example if you're using the Hibernate query
language, the reports automatically includes the HIBERNATE_SESSION parameter that holds the Hibernate
session for the HQL query.
The built-in parameters are:
Parameter Description
REPORT_CONTEXT
REPORT_PARAMETERS_MAP This is the java.util.Map passed to the fillReport method; it contains
the parameter values defined by the user.
JASPER_REPORT
REPORT_CONNECTION This is the JDBC connection passed to the report when the report is created
through an SQL query.
REPORT_MAX_COUNT This is limits the number of records filling a report. If no value is provided,
no limit is set.
Table 6-1 JasperReports Default Parameters
TIBCO Software Inc. 77

TIBCO Jaspersoft Studio User Guide
Parameter Description
REPORT_DATA_SOURCE This is the data source used by the report when it's not using a JDBC
connection.
REPORT_SCRIPTLET This represents the scriptlet instance used during report creation. If no
scriptlet is specified, this parameter uses an instance of
net.sf.jasperreports.engine.JRDefaultScriptlet.
REPORT_LOCALE This is specifies the locale used to fill the report. If no locale is provided, the
system default is used.
REPORT_RESOURCE_BUNDLE This is the resource bundle loaded for this report.
REPORT_TIME_ZONE This is used to set the time zone used to fill the report. If no value is
provided, the system default is used.
REPORT_FORMAT_FACTORY This is an instance of a
net.sf.jasperreports.engine.util.FormatFactory. The user can
replace the default one and specify a custom version using a parameter.
Another way to use a particular format factory is by setting the report
property format factory class.
REPORT_CLASS_LOADER This parameter can be used to set the class loader to use when filling the
report.
REPORT_URL_HANDLER_
FACTORY
Class used to create URL handlers. If specified, it replaces the default.
REPORT_FILE_RESOLVER This is an instance of
net.sf.jasperreports.engine.util.FileResolver used to resolve
resource locations that can be passed to the report in order to replace the
default implementation.
REPORT_TEMPLATES This is an optional collection of styles (JRTemplate) that can be used in
addition to those defined in the report.
SORT_FIELDS
FILTER
REPORT_VIRTUALIZER This defines the class for the report filler that implements the
JRVirtualizer interface for filling the report.
IS_IGNORE_PAGINATION You can switch the pagination system on and off with this parameter (it
must be a Boolean object). By default, pagination is used except when
exporting to HTML and Excel formats.
78 TIBCO Software Inc.

Chapter 6 Parameters
6.3 Using Parameters in Queries
Generally, you can use parameters in a report query whether or not the language supports them.
JasperReports executes queries, passing the value of each parameter used in the query to the statement.
This approach has a major advantage with respect to concatenating the parameter value to the query string—you
don't have to take care of special characters or sanitize your parameter. The database can do it for you. At the
same time, this method limits your control of the query structure. For example, you can't specify a portion of a
query with a parameter.
6.3.1 Using Parameters in a SQL Query
You can use parameters in SQL queries to filter records in a where condition or to add/replace pieces of raw
SQL or even to pass the entire SQL string to execute.
In the first case the parameters act as standard SQL parameters. For example:
SELECT * FROM ORDERS WHERE ORDER_ID = $P{my_order_id}
In this example the my_order_id parameter contains the ID of the order to be read. This parameter can be
passed to the report from the application running it to select only a specific order. Please note that the parameter
here is a valid SQL parameter, meaning that the query can be executed using a prepared statement like:
SELECT * FROM ORDERS WHERE ORDER_ID = ?
and the value of the parameter my_order_id is then passed to the statement.
In this query:
SELECT * FROM ORDERS ORDER BY $P!{my_order_field}
my_order_field cannot be treated as an SQL parameter. JasperReports considers this parameter a placeholder
(note the special syntax $P!{}) is replaced with the text value of the parameter.
Using the same logic, a query can be fully passed using a parameter. The query string would look like:
$P!{my_query}
A query can contain any number of parameters. When passing a value using the $P!{} syntax, the value of the
parameter is taken as is, the user is responsible of the correctness of the passed value (SQL escaping is not
performed by JasperReports in this case). When using a parameter in a query, a default value must be set for the
parameter to allow Jaspersoft Studio to execute the query to retrieve the available fields.
6.3.2 Using Parameters with Null Values
The parameter form $P{parametername} doesn't work correctly with null values. In an operation in which your
value could be null, use the form $X{EQUAL,fieldname,parametername}.
For example:
1. $P{param}: "select * where num_column > $P{num_param}"
In this case $P should be used, because we don't have $X{GREATER,…}, and Null has no meaning for the
operation “greater than”.
2. $X{EQUAL, column_name, param_name}
Let's compare two expressions:
"select * where num_column = $P{num_param}"
TIBCO Software Inc. 79

TIBCO Jaspersoft Studio User Guide
and
"select * where $X{EQUAL, num_column, num_param}"
Both generate the same output if parameter value is not Null: "select * where num_column = 1"
However, if the parameter has a Null value the output is different:
•$P:"select * where num_column = null"
•$X:"select * where num_column IS null"
Databases don't understand the key difference "= null", but "is null". So if you want your query with
the condition "=" to work with null values, you need to use $X{EQUAL/NOTEQUAL, column, parameter}.
6.3.3 IN and NOTIN Clauses
JasperReports provides a special syntax to use with a where condition: the IN and NOTIN clauses.
The IN clause checks whether a particular value is present in a discrete set of values. Here is an example:
SELECT * FROM ORDERS WHERE SHIPCOUNTRY IS IN ('USA','Italy','Germany')
The set here is defined by the countries USA, Italy and Germany. Assuming we are passing the set of countries
in a list (or better a java.util.Collection) or in an array, the syntax to make the previous query dynamic in
reference to the set of countries is:
SELECT * FROM ORDERS WHERE $X{IN, SHIPCOUNTRY, myCountries}
where myCountries is the name of the parameter that contains the set of country names. The $X{} clause
recognizes three parameters:
•Type of function to apply (IN or NOTIN)
•Field name to be evaluated (SHIPCOUNTRY)
•Parameter name (myCountries)
JasperReports handles special characters in each value. If the parameter is null or contains an empty list,
meaning no value has been set for the parameter, the entire $X{} clause is evaluated as the always true
statement “0=0”.
6.3.4 Relative Dates
You can create a report that filters information based on a date range relative to the current system date using a
parameter of type DateRange. A date range parameter can take either a date or a text expression that specifies a
date range relative to the current system date.
A relative date expression is always calculated in the time zone of the logged-in user. However, the
start day of the week can be configured independent of locale.
6.3.4.1 Relative Date Keywords
The text expression for the relative date must be in the format <Keyword>+/-<N> where:
•<Keyword> – Specifies the time span you want to use. Options include: DAY,WEEK,MONTH,QUARTER,SEMI,
and YEAR.
•<+/-> – Specifies whether the time span occurs before (-) or after (+) the chosen date.
•<N> – Specifies the number of the above-mentioned time spans you want to include in the filter.
For example, if you want to look at Sales for the prior month, your expression would be MONTH - 1.
80 TIBCO Software Inc.

Chapter 6 Parameters
Relative dates don't currently support keywords like "Week-To-Date" (from the start of the current week to
the end of the current day). However, you can set a relative date period in a query in JRXMLusing
BETWEEN, which has the syntax:
$X{BETWEEN, column, startParam, endParam}
For example, to create a week-to-date query, set startParam to WEEK and endParam to DAY. You can do
this for other time ranges, such as Year-To-Day, Year-To-Week, and so forth.
6.3.4.2 Creating a Date Range Parameter
The class attribute of a JasperReports date range parameter must have one of the following values:
•net.sf.jasperreports.types.date.DateRange (Date only) – Accepts text strings with relative date
keywords as described above and date strings in YYYY-MM-DD format. For example:
<parameter name="myParameter" class="net.sf.jasperreports.types.date.DateRange">
•net.sf.jasperreports.types.date.TimestampRange (Date and Time) – Accepts text strings with
relative date keywords as described above and date strings in YYYY-MM-DD HH:mm:ss format. For
example:
<parameter name="myParam" class="net.sf.jasperreports.types.date.TimestampRange">
6.3.4.3 Using Date Ranges in Queries
You must use $X{} functions with date ranges, because $P{} does not support the date-range types (DateRange
and TimestampRange).
To use date ranges, create a parameter with type date range and use it as the third argument in the $X{}
function. To set the default value expression of a date range parameter, use the DateRangeBuilder() class to
cast the expression to the correct type:
•new net.sf.jasperreports.types.date.DateRangeBuilder("DAY-1").toDateRange() – casts a keyword text
string to a DateRange.
•new net.sf.jasperreports.types.date.DateRangeBuilder("WEEK").set(Timestamp.class).toDateRange() –
casts a keyword text string to a TimestampRange.
•new net.sf.jasperreports.types.date.DateRangeBuilder("2012-08-01").toDateRange()– casts a date in
YYYY-MM-DD format to a DateRange.
•new net.sf.jasperreports.types.date.DateRangeBuilder("2012-08-01 12:34:56").toDateRange()– casts a
date in YYYY-MM-DD HH:mm:ss format to a TimestampRange.
The following JRXML example shows data from the previous day:
<parameter name="myParameter" class="net.sf.jasperreports.types.date.DateRange">
<defaultValueExpression>
<![CDATA[new DateRangeBuilder("DAY-1").toDateRange()]]>
</defaultValueExpression>
</parameter>
<queryString>
<![CDATA[Select * from account where $X{EQUAL, OpportunityCloseDate, myParameter}]]>
</queryString>
This JRXML example shows results prior to the end of last month:
<parameter class="net.sf.jasperreports.types.date.DateRange" name="EndDate">
<defaultValueExpression>
TIBCO Software Inc. 81

TIBCO Jaspersoft Studio User Guide
<![CDATA[new net.sf.jasperreports.types.date.DateRangeBuilder("MONTH-1").toDateRange().getEnd()]]>
</defaultValueExpression>
</parameter>
<queryString>
<![CDATA[SELECT * FROM orders WHERE $X{LESS, order_date, EndDate}]]>
</queryString>
The following table shows two additional examples of relative dates.
Problem Solution
Set up a relative date parameter called StartDate that takes the value: QUARTER.QUARTER evaluates to the
first day (the first instant, really) of this quarter.
Find all purchases made
previous to this quarter
SQL: select * from orders where $X{LESS, order_date,
StartDate}
Find all purchases made in
this quarter
select * from orders where $X{EQUAL, order_date, StartDate}
6.3.4.4 Using Relative Dates in Input Controls
When you create an input control for a DateRange or TimestampRange parameter, the user can either type a
relative date expression or enter a specific date (either by typing or by using the calendar widget).
Use BETWEEN to set up input controls that allow the user to specify a range (other than a day) using either a
relative date expression or actual dates. To do this:
•Define two date range parameters, for example, StartDate and EndDate.
•Optionally, set default values for one or both parameters using defaultValueExpression.
•Use a $X{} expression with a BETWEEN function in your query.
•Create a date type input control for each parameter, for example, StartDate and EndDate.
The following JRXML example uses the BETWEEN keyword in the $X() function to find all data from the
previous 20 years:
<parameter name="StartDate" class="net.sf.jasperreports.types.date.DateRange">
<defaultValueExpression>
<![CDATA[(new net.sf.jasperreports.types.date.DateRangeBuilder("YEAR-20")).toDateRange()]]>
</defaultValueExpression>
</parameter>
<parameter name="EndDate" class="net.sf.jasperreports.types.date.DateRange">
<defaultValueExpression>
<![CDATA[(new net.sf.jasperreports.types.date.DateRangeBuilder("DAY")).toDateRange()]]>
</defaultValueExpression>
</parameter>
<queryString language="SQL">
<![CDATA[select HIRE_DATE, MANAGEMENT_ROLE, GENDER, SUPERVISOR_ID,SALARY from employee where
$X{BETWEEN, HIRE_DATE, StartDate, EndDate} limit 200]]>
</queryString>
You can use the getStart() and getEnd() methods to get the precise beginning and end of a relative date.
Both of these methods return a date instead of a date range. The following example shows how to get the
precise start date as a default value expression.
82 TIBCO Software Inc.

Chapter 6 Parameters
<parameter name="StartDate" class="java.util.Date" nestedType="java.util.Date">
<defaultValueExpression><![CDATA[$P{UserPeriod}.getStart()]]></defaultValueExpression>
</parameter>
6.3.4.5 Publishing Reports with Relative Dates to JasperReports Server
Jaspersoft Studio automatically enables support for date range expressions on connections to JasperReports
Server 5.0 and higher. To verify that date range expressions are enabled:
1. Right-click on the server connection in the Repository and select Edit.
2. In the Server profile wizard, display the Advanced settings and select Supports DateRange
Expressions.
When Supports DateRange Expressions is enabled, input controls for date range parameters work correctly
when published to JasperReports Server.
6.3.5 Passing Parameters from a Program
Jaspersoft Studio passes parameters from a program “caller” to the print generator using a class that extends the
java.util.Map interface. For example:
...
HashMap hm = new HashMap();
...
JasperPrint print = JasperFillManager.fillReport(
fileName,
hm,
new JREmptyDataSource());
...
fillReport is a key method that allows you to create a report instance by specifying the file name as a
parameter, a parameter map, and a data source. (This example uses a dummy data source created with the class
JREmptyDataSource and an empty parameter map created using a java.util.HashMap object.)
Let’s see how to pass a simple parameter to a reporting order to specify the title of a report.
The first step is to create a parameter in the report to host the title (that is a String). We can name this parameter
REPORT_TITLE and the class is java.lang.String (Figure 6-3).
Figure 6-3 Definition of REPORT_TITLE
TIBCO Software Inc. 83

TIBCO Jaspersoft Studio User Guide
All the other properties can be left as they are. Drag the parameter into the Title band to create a text field to
display the REPORT_TITLE parameter.
Figure 6-4 Design Panel with REPORT_TITLE in the Title Band
To set the value of the REPORT_TITLE parameter in our application, modify the code of the previous source
code example by adding:
...
HashMap hm = new HashMap();
hm.put(“REPORT_TITLE”,”This is the title of the report”);
...
JasperPrint print = JasperFillManager.fillReport(
fileName,
hm,
new JREmptyDataSource());
...
We have included a value for the REPORT_TITLE parameter in the parameter map. You don't need to pass values
for all the parameters. If you don’t provide a value for a certain parameter, JasperReports assigns the value of
Default Value Expression to the parameter with the empty expression evaluated as null.
When printing the report, Jaspersoft Studio includes the String This is the title of the report in the
Title band. In this case we just used a simple String. But you can pass much more complex objects as
parameters, such as an image (java.awt.Image) or a data source instance configured to provide a specified
subreport with data. The most important thing to remember is that the object passed in the map as the value for
a certain parameter must have the same type (or at least be a super class) of the type of the parameter in the
report. Otherwise, Jaspersoft Studio fails to generate the report and returns a ClassCastException error.
6.4 Parameters Prompt
If you set a parameter to be used as a prompt, when executing the report, Jaspersoft Studio asks for the value of
the parameter.
To create a parameter prompt:
Create a simple report with the template Blank A4, name ParameterExample and data adapter One
Empty Record - Empty Rows.
1. In this report create a parameter and rename it (from its Properties view) to MESSAGE, with type
java.lang.String, and select the Is For Prompting) checkbox.
2. Drag the parameter from the outline view into the Title band. Jaspersoft Studio creates a text field to
display the parameter value. You should have something like the following image.
84 TIBCO Software Inc.

Chapter 6 Parameters
Figure 6-5 Parameter in Title Band
To compile and preview the report:
1. Click the Preview tab.
Be sure the Input Parameter window is open. If not, click the gray right-arrow to the left of the Preview
screen.
2. Add a value for the MESSAGE parameter. For this example, type Parameter Example.
3. Press the Play button. The message is printed in the title band.
TIBCO Software Inc. 85

TIBCO Jaspersoft Studio User Guide
Figure 6-6 Preview Tab with Parameter Value
Jaspersoft Studio provides input dialogs for parameters of type String, Date, Time, Number, and Collection.
86 TIBCO Software Inc.

CHAPTER 7 VARIABLES
You can use variables to store partial results and do complex calculations with the data extracted from a data
source. You can then use these values in other parts of the report, including other variables.
This chapter contains the following sections:
•Defining or Editing a Variable
•Base Properties of a Variable
•Other Properties of a Variable
•Built-In Variables
•Tips & Tricks
7.1 Defining or Editing a Variable
As with many other elements, all defined variables are visible in the Outline view, where you can create a new
variable and edit its properties in the Properties view.
To define a new variable:
1. In the Outline view, right click the Variables item and select Create Variable. A new variable is added to
the list of variables.
2. Click to select the new variable. The Properties view shows information about the new variable.
3. In the Properties view, click the Object tab.
4. Update the variable properties. See “Base Properties of a Variable” on page87 for information on these
options.
Jaspersoft Studio has some built-in variables that are present in every report. These variables can't be edited.
You'll notice their names are light gray; other variables are black. For more information see “Built-In
Variables” on page90
7.2 Base Properties of a Variable
At a minimum, all variables must have the following defined:
•Name: A string used to refer to a variable. It is necessary to use this variable inside other expressions like
the evaluation of a Text Field or the computation of another variable. Use the following syntax to refer to a
variable: $V{variable_name}.
TIBCO Software Inc. 87

TIBCO Jaspersoft Studio User Guide
•Type: Necessary because a variable is an object that is probably used in other expressions, so its type must
be known to be manipulated correctly.
•Expression: The function used to define the variable value, it can be composed of more fields and
variables, which could be logic operators, math operators and so on. Jaspersoft Studio provides an
expression editor. To open it, click the button to the right of the expression text field. The expression is
evaluated on each iteration (every time a record is read from the data source). If no calculation function is
defined, the result of the expression is assigned to the variable. So it's important that the result has a type
compatible with the one in the variable.
•Initial Value: The value assumed from the variable at the beginning, before the first computation of its
expression. The initial value is an expression itself, so it can be defined through the expression editor.
•It's not mandatory, but it's good practice to define an initial value. For example, if you have a variable
called variable1 with the expression new Integer(5), at every iteration, the variable is assigned the
integer value 5. In this context the initial value isn't important. But if you change the expression to $V
{variable1}+5, at every iteration the variable is incremented by 5. In this case, an initial value is
necessary because if the variable1 is undefined at the first iteration, all future evaluations will break.
7.3 Other Properties of a Variable
The most complex property of a variable is its temporal value. Because its expression is evaluated at every
iteration, it's important to understand which value has a variable, and at which time. This can be complicated,
considering that a variable can use other variables inside its expression. For these reasons there are mechanisms
that can be used to simplify the evaluation or reading of the variable value during iterations.
7.3.1 Evaluation Time
Evaluation time is not an attribute of the variable but of elements that can use the variable in their expressions
(like a Text Field). Evaluation time determines when the value of the variable should be read. A variable can
potentially change value at every iteration, so a value read at one time may be different from the value read
another time.
For every element using a variable in its expression, it's possible to say when to evaluate the variable. And
because an expression can contain multiple variables, this parameter also influences when these variables are
read.
The possible evaluation times are:
•Report: The expression is evaluated ad the end of the report.
•Page: The expression is evaluated at the end of every page of the report.
•Column: The expression is evaluated at the end of each column (for a single column report, this is the
same as Page).
•Group: The expression is evaluated after the break of the specified group (available only if at least one
group is defined).
•Band: The expression is evaluated after the end of the band where the element with this evaluation time is
placed.
•This is a very specific case, introduced to wait until the other elements in the band are completely created.
Typically the value of the variables are read at the start of the band. But suppose, for example, you have a
subreport with an output parameter to print in the main report. To print this parameter it must be read after
the subreport is computed, so the value can be printed when the band is completely created. In this case the
Band evaluation time is necessary.
88 TIBCO Software Inc.

Chapter 7 Variables
•Auto: This is used when the expression contains variables and fields that need to be evaluated at different
times. The variables are evaluated at a time corresponding to their Reset Type (see below for more
information), instead the fields are always evaluated at time -now. This type is useful when report elements
have expressions that combine values evaluated at different times (for example, percentage out of a total).
•Now: The value of the expression is evaluated after the read of every record, so at every iteration, this is the
default behavior.
7.3.2 Calculation Function
A calculation function is an attribute that specifies when a variable can be used in association with the
expression to determine the value of the variable. When using a calculation function, the value of the variable is
not determined directly by its expression. Instead, it's passed to the calculation function that uses it to determine
its value.
There are many calculation functions built-in to Jaspersoft Studio:
•Sum: At every iteration the variable value is summed. This is one of the cases where the initial value is
really important.
•Count: At every iteration the variable value is incremented by one unit (this is only if the expression isn't
null).
•Distinct Count: At every iteration the variable value is incremented by one unit, but only if the value of
the expression was never returned before.
•Average: The value of the variable is the arithmetic average of all values received in input from the
expression.
•Lowest: The variable takes the value of the lowest element received from the expression.
•Highest: The variable takes the value of the highest element received from the expression.
•Standard Deviation: The standard deviation of all the values received from the expression.
•First: The variable takes the value from the first value returned by the expression.
•System: No calculation is done and the expression is not evaluated, the value of the variable is the last
value set on it. This is useful to store partial results or the final result of a computation.
7.3.3 Increment Type
As stated above, when a calculation function is defined, the value of the expression passed to the function that
calculates the variable. By default this occurs for every record read, but sometimes a different behavior is
desired. The increment type parameter enables you to change the "time" at which the calculation function is
used.
The possible values for this attribute are:
•Report: The Calculation Function is called only at the end of the report, passing to it the expression's
value at that moment.
•Page: The Calculation Function is called at the end of each page, passing to it expression's value at each of
those moments.
•Column: The Calculation Function is called at the end of each column (for a one-column report, this is the
same as Page).
•Group: The Calculation Function is called at the start of every occurrence of the specified group. This
option is visible only if at least one group is defined.
•None: The Calculation Function is called after the read of every record, this is the default behavior.
TIBCO Software Inc. 89

TIBCO Jaspersoft Studio User Guide
Remember the expression is evaluated at every record read, independent of the increment type selected, but the
calculation function is used only when the times match those defined in the increment type.
7.3.4 Reset Type
The reset type specifies when a variable should be reset to its initial value (or to null if no initial value is
defined). This is useful when the variable is used to compute a partial value, like a sum or an average of only
some of the records read.
The possible values for this attribute are:
•Report: The variable is initialized only one time at the beginning of the report creation.
•Page: The variable is initialized on each page.
•Column: The variable is initialized again in each new column (for a one-column report, this is the same as
Page).
•Group: The variable is initialized at the start of every occurrence of the specified group. This option is
available only if at least one group is defined.
•None: The variable is never initialized, so the initial value expression is ignored.
7.3.5 Incrementer Factory Class Name
The calculation functions are useful, but limited to numeric types. You may have a case where something more
specific is needed. Suppose you have a String type field and you want to concatenate the value read. You can
do this by defining a new Incrementer. An incrementer is a piece of Java code that extends the
JRIncrementerFactory interface, and can build a personalized calculation function to do what you need.
Every calculation function receives the expression value and the variable value and returns the result of the
incrementation, so there is everything needed to do the calculation and return the right value.
7.4 Built-In Variables
Jaspersoft Studio makes some built-in variables available to you. See the table below. These variables can't be
edited. You'll notice their names are light gray; other variables are black.
Variable Name Description
PAGE_NUMBER Contains the current number of pages in the report at report time.
COLUMN_NUMBER Contains the current number of columns.
REPORT_COUNT Contains the number of records processed.
PAGE_COUNT Contains the current number of records processed in the current page.
COLUMN_COUNT Contains the current number of records processed during the current column
creation.
90 TIBCO Software Inc.

Chapter 7 Variables
7.5 Tips & Tricks
Pay attention to the variable type. For example if your expression returns a number but the variable type is
string (the default type) then its value is always zero.
The form of the expression is very important for the computation of a value, especially when the variable itself
is used in the expression. Consider the following example:
A field with name Money_Gained with an integer value, which could be null, is read from the data source.
A variable Total1 with the expression:
IF(EQUALS($F{Money_Gained}, null), $V{Total1}, $V{Total1}+$F{Money_Gained})
initial value zero, and no calculation function;
A variable Total2 with the expression
$V{Money_Gained} == null ? $V{Total2} : $V{Total2}+$F{Money_Gained}
initial value zero, and no calculation function;
The two expressions seem equivalent. They both add the money gained to the variable when it's not null
(remember that if there's no calculation function, the value of the expression is assigned to the variable). The
check if the Money_Gained has a null value is necessary because the sum of a number with the value null is
null. So adding null to Total1 or Total2 changes the variable to null. But even with this check when Money_
Gained becomes null for the first time even Total1 is null, instead Total2 has the correct value.
This happens because these two expressions have different interpreters, the first is interpreted by Groovy, the
second by Java. The Java behavior evaluates the condition and then selects the correct branch. The Groovy
behavior computes the two branches, then evaluates the expression, and finally returns the correct branch. Doing
this adds the null value to Total1 before doing the check, and makes Total1 null. To avoid this, use the
variable in the main branch only, for example Total1 could be rewritten as:
$V{Total1} + IF(EQUALS($F{Money_Gained}, null),0,F{Money_Gained}).
The syntax is still interpreted by Groovy, but now the variable is out of the IF branches, so even if they are
both evaluated, the variable maintains its value.
TIBCO Software Inc. 91

TIBCO Jaspersoft Studio User Guide
92 TIBCO Software Inc.

CHAPTER 8 EXPRESSIONS
Many settings in a report are defined by formulas, such as conditions that can hide an element, special
calculations, or text processing that requires knowledge of a scripting language.
Formulas can be written in at least three languages, two of which (JavaScript and Groovy) can be used without
knowledge of programming methods.
All formulas in JasperReports are defined through expressions. The default expression language is Java, but if
you're not a programmer, we recommend JavaScript or Groovy, because those languages hide a lot of the Java
complexity. The language is a property of the document. To set it, select the document root node in the Outline
view and choose your language in the Language property in the Properties view.
An expression is a formula that operates on some values and returns a result, like a formula in a spreadsheet cell.
A cell can have a simple value or a complex formula that refers to other values. In a spreadsheet you refer to
values contained in other cells; in JasperReports you use the report fields, parameters, and variables. Whatever is
in your expression, when it's computed, it returns a value (which can be null).
8.1 Expression Types
An expression's type is determined by the context in which the expression is used. For example, if your
expression is used to evaluate a condition, the expression should be Boolean (true or false); if you're creating an
expression to display in a text field, it's probably a String or a number (Integer or Double). Using the right type
is crucial; JasperReports requires precision when choosing an expression type.
Some of the most important Java types are:
java.lang.Boolean Defines an Object that represents a Boolean value such as true
and false
java.lang.Byte Defines an Object that represents a byte
java.lang.Short Defines an Object that represents an short integer
java.lang.Integer Defines an Object that represents integer numbers
java.lang.Long Defines an Object that represents long integer numbers
java.lang.Float Defines an Object that represents floating point numbers
java.lang.Double Defines an Object that represents real numbers
TIBCO Software Inc. 93

TIBCO Jaspersoft Studio User Guide
java.lang.String Defines an Object that represents a text
java.util.Date Defines an Object that represents a date or a timestamp
java.lang.Object A generic java Object
If an expression is used to determine the value of a condition that determines, for instance, whether an element
should be printed, the return type is java.lang.Boolean. To create it, you need an expression that returns an
instance of a Boolean object. Similarly, if an expression shows a number in a text field, the return type is
java.lang.Integer or java.lang.Double.
Neither JavaScript nor Groovy is particularly formal about types, since they are not typed languages; the
language itself treats a value in the best way by trying to guess the value type or by performing implicit casts
(conversion of the type).
8.2 Expression Operators and Object Methods
Operators in Java, Groovy and JavaScript are similar because these languages share the same basic syntax.
Operators can be applied to a single operand (unary operators) or on two operands (binary operators). The
following table shows a number of operators, but it is not a complete list. For example, there is a unary operator
to add 1 to a variable (++), but it is easier to use x + 1.
Operator Description Example
+Sum (it can be used to sum two numbers or to concatenate two strings) A+B
-Subtraction A-B
/Division A/B
%Rest, it returns the rest of an integer division A%B
|| Boolean operator OR A || B
&& Boolean operator AND A && B
== Equals A == B
!= Not equals A != B
!Boolean operator NOT !A
Table 8-1 Expression operators
Regarding the Equals operator: in Java, the == operator can only be used to compare two primitive
values. With objects, you need to use the special method “equals”; for example, you cannot write an
expression like "test" == "test", you need to write "test".equals("test").
Regarding the Equals operator: in Java, the != operator can only be used to compare two primitive
values.
94 TIBCO Software Inc.

Chapter 8 Expressions
Within an expression, you can use the syntax summarized in Table 8-2, “Syntax for referring to report
objects,” on page95 to refer to the parameters, variables, and fields defined in the report.
Syntax Description
$F{name_field} Specifies the name_field field ("F" means field).
$V{name_variable} Specifies the name_variable variable.
$P{name_parameter} Specifies the name_parameter parameter.
$P!{name_parameter} Special syntax used in the report SQL query to indicate that the parameter does not
have to be dealt as a value to transfer to a prepared statement, but that it represents
a little piece of the query.
$R{resource_key} Special syntax for localization of strings.
$X{functionName,
col_name, param1,
[param2]}
Syntax for complex queries, such as comparing a column value to a parameter
value. Based on the function in the first argument, JasperReports constructs a SQL
clause. The following functions are available:
• Functions expecting three arguments for $X{} –EQUAL,NOTEQUAL,LESS,
LESS] (less than or equal to), GREATER,[GREATER (greater than or equal to),
IN,NOTIN. For example:
$X{EQUAL, order_date, date_parameter}
• Functions expecting four arguments for $X{} –
BETWEEN (excludes both endpoints)
BETWEEN] (includes right endpoint)
[BETWEEN (includes left endpoint)
[BETWEEN] (includes both endpoints)
For example:
$X{BETWEEN, order_date, start_date_param, end_date_param}
Table 8-2 Syntax for referring to report objects
In summary, fields, variables and parameters represent objects; specify their type when you declare them within
a report.
Although expressions can be complicated, usually it is a simple operation that returns a value. There is a simple
if-else expression that is very useful in many situations. An expression is just an arbitrary operation that any
stage must represent a value. In Java, these operators can be applied only to primitive values, except for the sum
operator (+). The sum operator can be applied to a String expression with the special meaning of concatenate.
For example:
$F{city} + “, ” + $F{state}
results in a string like:
San Francisco, California
TIBCO Software Inc. 95

TIBCO Jaspersoft Studio User Guide
Any object in an expression can include methods. A method can accept zero or more arguments, and it can
return or not a value. In an expression you can use only methods that return a value; otherwise, you would have
nothing to return from your expression. The syntax of a method call is:
Object.method(argument1, argument2, <etc.>)
Some examples:
Expression Result
“test”.length() 4
“test”.substring(0, 3) “tes”
“test”.startsWith(“A”) false
“test”.substring(1, 2).startsWith(“e”) true
The methods of each object are usually explained in the JasperReports Library Javadocs, which that are
available at http://jasperreports.sourceforge.net/api/.
You can use parentheses to isolate expressions and make the overall expression more readable.
8.3 Using an If-Else Construct in an Expression
A way to create an if-else-like expression is by using the special question mark operator. For example:
(($F{name}.length() > 50) ? $F{name}.substring(0,50) : $F{name})
The syntax is (<condition>) ? <value on true> : <value on false>. It is extremely useful, and can be
recursive, meaning that the value on true and false can be represented by another expression which can be a
new condition:
(($F{name}.length() > 50) ?
(($F{name}.startsWidth(“A”)) ? “AAAA” : “BBB”)
:
$F{name})
This expression returns the String AAAA when the value of the field name is longer than 50 characters and starts
with A, returns BBB if it is longer than 50 characters but does not start with A, and, finally, returns the original
field value if neither of these conditions is true.
Despite the possible complexity of an expression, it can be insufficient to define a needed value. For example, if
you want to print a number in Roman numerals or return the name of the weekday of a date, it is possible to
transfer the elaborations to an external Java class method, which must be declared as static, as shown in the
following example:
MyFormatter.toRomanNumber( $F{MyInteger}.intValue() )
The function operand toRomanNumber is a static method of the MyFormatter class, which takes an int as
argument (the conversion from Integer to int is done by means of the intValue() method; it is required only
when using Java as language) and gives back the Roman version of a number in a lace.
This technique can be used for many purposes; for example, to read the text from a CLOB field or to add a
value into a HashMap (a Java object that represents a set of key/value pairs).
96 TIBCO Software Inc.

Chapter 8 Expressions
8.4 Using Unicode Characters in Expressions
You can use Unicode syntax to write non-Latin-based characters (such as Greek, Cyrillic, and Asian characters).
For these characters, specify the Unicode code in the expression that identifies the field text. For example, to
print the Euro symbol, use the Unicode \u20ac character escape. The expression \u20ac is not simple text; it is
a Java expression that identifies a string containing the € character.
If you use this character in a static text element, “\u20ac” will appear. The value of a static field is not
interpreted as a Java expression.
8.5 Using Java as a Language for Expressions
Java was the first language supported by JasperReports and is still the most commonly-used language as well as
being the default.
Following are some examples of Java expressions:
•“This is an expression”
•new Boolean(true)
•new Integer(3)
•(($P{MyParam}.equals("S")) ? "Yes" : "No")
The first thing to note is that each of these expressions represents a Java Object, meaning that the result of each
expression is a non-primitive value. The difference between an object and a primitive value makes sense only in
Java, but it is very important: a primitive value is a pure value like the number 5 or the Boolean value true.
Operations between primitive values have as a result a new primitive value, so the expression:
5+5
results in the primitive value 10. Objects are complex types that can have methods, can be null, and must be
“instanced” with the keyword “new” most of the time. In the second example above, for instance (new Boolean
(true)), we must wrap the primitive value true in an object that represents it.
By contrast, in a scripting language such as Groovy and JavaScript, primitive values are automatically wrapped
into objects, so the distinction between primitive values and objects wanes. When using Java, the result of our
expression must be an object, which is why the expression 5+3 is not legal as-is but must be fixed with
something like this:
new Integer( 5 + 3 )
The fix creates a new object of type Integer representing the primitive value 10.
So, if you use Java as the default language for your expressions, remember that expressions like the following
are not valid:
•3+2*5
•true
•(($P{MyParam} == 1) ? "Yes" : "No")
These expressions don’t make the correct use of objects. In particular, the first and the second expressions are
not valid because they are of primitive types (integer in the first case and boolean in the second case) which
do not produce an object as a result. The third expression is not valid because it assumes that the MyParam
parameter is a primitive type and that it can be compared through the == operator with an int, but it cannot. In
fact, we said that parameters, variables, and fields are always objects and primitive values cannot be compared
or used directly in a mathematical expression with an object.
TIBCO Software Inc. 97

TIBCO Jaspersoft Studio User Guide
8.6 Using Groovy as a Language for Expressions
The modular architecture of JasperReports provides a way to plug in support for languages other than Java. By
default, the library supports bsh, Groovy and JavaScript.
Groovy is a full language for the Java 2 Platform. Inside the Groovy language you can use all classes and JARs
that are available for Java. The following table compares some typical JasperReports expressions written in Java
and Groovy:
Expression Java Groovy
Field $F{field_name} $F{field_name}
Sum of two
double fields
new Double($F{f1}.doubleValue() + $F{f2}.doubleValue()) $F{f1} + $F
{f2}
Comparison
of numbers
new Boolean($F{f}.intValue() == 1) $F{f} == 1
Comparison
of strings
new Boolean($F{f} != null && $F{f}.equals("test")) $F{f} ==
"test"
Table 8-3 Groovy and Java code samples
The following is a correct Groovy expression:
new JREmptyDataSource($F{num_of_void_records})
JREmptyDataSource is a class of JasperReports that creates an empty record set (meaning with the all fields set
to null). You can see how you can instance this class (a pure Java class) in Groovy without any problem. At the
same time, Groovy allows you to use a simple expression like this one:
5+5
The language automatically encapsulates the primitive value 10 (the result of that expression) in a proper object.
Actually, you can do more: you can treat this value as an object of type String and create an expression such
as:
5 + 5+ ”my value”
Whether or not such an expression resolves to a rational value, it is still a legal expression and the result is an
object of type String with the value:
10 my value
Hiding the difference between objects and primitive values, Groovy allows the comparison of different types of
objects and primitive values, such as the legal expression:
$F{Name} == “John”
This expression returns true or false, or, again:
$F{Age} > 18 Returns true if the Age object interpreted as a number is greater
than 18.
“340” < 100 Always returns false.
98 TIBCO Software Inc.

Chapter 8 Expressions
“340”.substring(0,2) < 100 Always returns true (since the substring method call produces the
string “34”, which is less than 100).
Groovy provides a way to greatly simplify expressions and never complains about null objects that can crash a
Java expression throwing a NullPointerException. It really does open the doors of JasperReports to people
who don’t know Java.
8.7 Using JavaScript as a Language for Expressions
JavaScript is a popular scripting language with a syntax very similar to Java and Groovy. JavaScript has a set of
functions and object methods that in some cases differ from Java and Groovy. For example, the method
String.startsWith(...) does not exist in JavaScript. You can still use Java objects in JavaScript. An
example is:
(new java.lang.String("test")).startsWith("t")
This is a valid JavaScript expression creating a Java object (in this case a java.lang.String) and using its
methods.
JavaScript is the best choice for users who have no knowledge of other languages. The other significant
advantage of JavaScript is that it is not interpreted at run time, but instead generates pure Java byte-code. As a
result, it offers almost the same performance as Java itself.
TIBCO Software Inc. 99

TIBCO Jaspersoft Studio User Guide
100 TIBCO Software Inc.

CHAPTER 9 FONTS
The best way to define and use a font in JasperReports Library is to create and use a font extension. Font
extensions force JasperReports to work with external TTF, SVG, WOFF, or EOT fonts instead of using built-in
or system fonts. This ensures that a specific font behaves in the same way wherever the report is executed.
Using system fonts usually results in unacceptable changes in report format when the report is deployed on
another system. Subtle differences in font size and spacing can affect not only the appearance of the text but the
layout of the report itself. You may lose part of the text in a text element or the font might not be available at
all. Font extensions help avoid these problems:
•A font can be available in one operating system but not in another. In this case, the default font is used for
the element, but it may not support the expected character set.
•The Java virtual machine can map logical font family names to different physical fonts.
•A font that is available in different operating systems can be slightly different from one operating system to
another.
You can incorporate additional information in a font extension, such as: bold and italic fonts, the text encoding
for the font, and a list of locales where the font should be used. You can also use font extensions to embed your
fonts in PDF files.
In addition, you can combine several font extensions into a font set. For example, if you have data in English
and Japanese, you can create a single font set that combines fonts for those languages.
9.1 Font Extensions Reference
You work with font extensions using the Fonts page in the Preferences dialog.
9.1.1 The Fonts Page
The Fonts page displays all your font extensions and font sets, and lets you create, copy, edit, delete, and
reorder fonts and font sets.
To access the Fonts page:
1. Select Window> Preferences. The Preferences dialog is displayed.
2. In the Preferences dialog, select Jaspersoft Studio> Fonts.
The Fonts page is displayed.
TIBCO Software Inc. 101

TIBCO Jaspersoft Studio User Guide
Figure 9-1 Fonts page
The Fonts page shows the following:
•Font List – The list of font extensions and font sets. Font sets are prepended with +; click to expand and
show the font extensions contained in the font set. When you create a font set, the default font for the set is
the font that appears highest in the list when the font set is created. Inside a font set, non-default fonts are
applied in the order they appear in the font list.
•Add from URL – Specify a URL location for a zip file of the fonts you want to add as extensions. To add
all the Noto fonts from Google, click and select the Noto URL.
•Add from Path – Specify a folder containing the fonts you want to add as extensions.
•Duplicate – Create a copy of the selected font extension(s) and/or font set(s). Each copy has a unique
name, which can be edited.
•Delete – Delete the selected font extension(s) and/or font set(s). This does not remove the original font files
from your system.
•Up – Move the selected font extension and/or font set up in the list of fonts.
•Down – Move the selected font extension and/or font set down in the list of fonts.
•Create Set – Combine the selected font extensions into a font set.
•Edit – Edit the selected font extension or set. For a font extension, displays The Font Family Dialog. For a
font set, displays the Font Set dialog.
•Export – Export the selected font extension or set.
102 TIBCO Software Inc.

Chapter 9 Fonts
9.1.2 The Font Family Dialog
The Font Family dialog lets you configure an existing font extension and create and configure font sets. This
dialog has three pages.
To access the Font Family dialog:
Select a font extension in the Fonts list and click Edit.
9.1.2.1 Font Family Page
The Font Family page lets you define the basic configuration of the font or font set.
Figure 9-2 Font Family dialog – Font Family
The Font Family page shows the following:
•Family Name – Name JasperReports Library uses to identify the font extension or font set. When you
create a font extension from an external font file, by default, the font name is used for the family name. This
can be edited.
•Hidden – Flag that determines whether the font is shown as an available font extension "above the line" in
the Font property of a report element. Use the Hidden flag to hide internal fonts from the user. See 9.2.2,
“Using Font Extensions in a Report,” on page112 for more information.
TIBCO Software Inc. 103

TIBCO Jaspersoft Studio User Guide
•Normal/Bold/Italic/Bold Italic – Tabs that let you configure the individual files that define the specified
attributes. For each attribute, you can configure the following:
•[Font Format] – File location for the specific font and attribute. To change or add a file, use the
Browse button to navigate to the file location for the specific font and attribute. You can only select
one file for each tab.
•PDF Font Name (deprecated) – The name of the font when exported to PDF. This can be a pre-
defined PDF font or the name of the font file. Not necessary when using font extensions.
•PDF Details – Settings used for the font when exported to PDF. Deprecated for static text and textfields.
•PDF Encoding (deprecated) – The font encoding to use for the font. Defaults to Identity-H. To avoid
Identity-H printing issues, set this to the correct encoding for your font.
•Embed this font in PDF document (deprecated) – Flag that specifies whether to embed the font in a
generated PDF or not. Embedding fonts is recommended to ensure consistency across platforms.
9.1.2.2 Font Mapping Page
The Font Mapping page lets you specify a font mapping to use when one or more font files are not installed in
the target environment. The order of the font names indicates the order in which the web browser should search
for the replacement font. Once a replacement font is found, the browser stops searching and renders the text. If
no font mapping is available for HTML, then web fonts are used.
To access the Font Mapping Page:
Click Next on the Font Family page.
Figure 9-3 Font Family dialog – Font Mapping
If a mapping is present, then web fonts are not used. Do not define a font mapping unless you want to
override the web font functionality.
104 TIBCO Software Inc.

Chapter 9 Fonts
The Font Mapping page shows the following:
•Default Mapping – A string that defines a mapping for the font. For example, a serif font might be set to:
'My font family', 'Times New Roman', 'Times', 'Serif'.
•Add button – Adds the string in the Default Mapping field to the list of mappings.
•Delete button – Deletes the currently highlighted mapping.
•Export Type – Sets the file type (html, xhtml, or rtf). Click on a value to display a down arrow, then click
on the arrow to select a type from the cascading menu. Defaults to html. You can define different mappings
for different file types.
•Mapped Font Name – Click on a value to edit the name of the mapped font.
9.1.2.3 Locale Mapping Page
The Locale Mapping page lets you set the locales where this font family is used. If you have different font
extensions that support different languages, (for example, a font for Western European and a font for Japanese),
you can set the locales for these fonts. It is preferable to use font sets.
To access the Font Locale Page:
Click Next on the Font Mapping page.
Figure 9-4 Font Family dialog – Locale
TIBCO Software Inc. 105

TIBCO Jaspersoft Studio User Guide
The Locales page shows the following:
•Locale – List of locales supported by the font.
•Add button – Add a locale where the font is supported.
•Delete button – Delete the selected locale.
9.1.3 Font Sets
Font sets let you group font extensions in supersets that can include several languages and/or scripts. When you
use a font set, the font family resolution occurs during text processing on a per-character basis, allowing you to
include characters from different languages or character sets in the same text element. For example, if you have
data that includes Japanese and English entries, you can create a single font set that contains Western European
and Japanese fonts and use that font set for your data.
9.1.3.1 The Font Set Dialog
When you create or edit a font set, the Font Set dialog lets you edit the name for the font set.
Accessing the font set dialog:
•To create a font set, select the font extensions you want to combine, and click Create Font Set. Enter a
name for the set and click OK.
•To edit the name of an existing font set, select the set and click Edit.
Figure 9-5 Font Set dialog
9.1.3.2 The Font Set Family Dialog
The Font Set Family dialog lets you control the mapping between fonts and characters sets for a font set. In
many cases, multiple fonts inside a font family may support the same character set or "script". In this case,
JasperReports Library uses a greedy algorithm to display as much contiguous text as possible in a single font. If
you want to ensure that a specific font extension is used for a specific script, you can set the included/excluded
scripts for the fonts in your font set.
To access the Font Set Family dialog:
Expand a font set in the Fonts list, then double-click a font inside the set.
106 TIBCO Software Inc.

Chapter 9 Fonts
Figure 9-6 Font Set Family dialog
The Font Set Family dialog shows the following:
•Primary – Toggle that sets the primary font for the font set.
•Include Scripts – Language/character sets that should use this font extension when the font set is applied.
Click Add to add a script; highlight a dis
•Exclude Scripts – Language/character sets that should never use this font extension when the font set is
applied.
9.2 Example of Using Font Extensions
This example shows how to create font extensions for two font and then combine them in a font set.
TIBCO Software Inc. 107

TIBCO Jaspersoft Studio User Guide
9.2.1 Creating Font Extensions and Font Sets
To access the Fonts page:
1. Select Window> Preferences. The Preferences dialog box is displayed.
2. In the Preferences dialog box, select Jaspersoft Studio> Fonts.
The Fonts page is displayed:
Figure 9-7 Fonts preferences
To create a font extension:
This example uses two external Google fonts, Amaranth (a Latin-only font) and Lobster (supports Latin and
Cyrillic characters). If you don't have these fonts available, you can work with other fonts. However, you must
have the correct license to embed your fonts in a PDF.
1. Make sure the font files for the fonts have been downloaded and decompressed. You can also use fonts from
a URL.
2. Click Add from Path to open the Fonts path dialog.
108 TIBCO Software Inc.

Chapter 9 Fonts
Figure 9-8 Adding fonts from a path
3. Click ... and browse to the folder that contains the fonts you want, then click Finish.
Jaspersoft Studio loads all the fonts at that location, extracts the font family name embedded in the font
files, and displays all the extracted fonts in the Preferences dialog.
Once you have create a font extension, you can edit it by double-clicking its name in the font list or by
selecting it and clicking Edit. See 9.1.2, “The Font Family Dialog,” on page103 for more information.
Next, combine these two font extensions in a single font set.
To create a font set:
1. In the Font section of the Preferences dialog, select the fonts you want in your set.
TIBCO Software Inc. 109

TIBCO Jaspersoft Studio User Guide
Figure 9-9 Selecting font extensions
2. Click Create Font Set. The Font Set dialog is displayed.
Figure 9-10 Font Set dialog
3. Enter a name for your font set and click OK. This example uses SampleFontSet.
The new font set is displayed in the font list.
Next, configure the fonts in the font set so that Lobster is only used for Cyrillic characters, even though it
supports Latin characters.
Configure fonts in a font set:
1. Expand the font set to display the names of the individual font extensions.
110 TIBCO Software Inc.

Chapter 9 Fonts
Figure 9-11 Fonts window with expanded font set
2. Select Lobster and click Edit or double-click Lobster.
The Font Set Family dialog is displayed.
TIBCO Software Inc. 111

TIBCO Jaspersoft Studio User Guide
Figure 9-12 Font Set Family dialog
3. To prevent Lobster from being used by Latin characters, click Add next to the Exclude Scripts list.
The Scripts name dialog is displayed.
4. Select Latin in the Scripts Name dialog and click OK.
Latin is added to the list of excluded scripts.
5. Click OK to close the Scripts Name dialog; click OK again to close the Font Set Family dialog and click
OK a third time to close the Preference dialog.
9.2.2 Using Font Extensions in a Report
Once you have set up your font set, you can use it in a report.
Create a report with a local data adapter:
1. Export the One Empty Record adapter to your project. To do this:
a. In the Repository Explorer, right-click the One Empty Record adapter and select Export to File.
112 TIBCO Software Inc.

Chapter 9 Fonts
Figure 9-13 Exporting a global data adapter
b. Select the project you want and click OK.
A data adapter file is created in your project.
2. Go to File > New >Jasper Report or click on the main toolbar.
3. In the New Report Wizard window, select a blank template, such as the Blank A4 template, then click
Next.
4. Select the project folder with the data adapter file you just created, give the report a name, and click Next.
5. On the Data Source page, select the One Empty Record - [OneEmptyRecord.xml] adapter. Make sure to
select this adapter, which is local, and not the One Empty Record adapter which is selected by default.
Figure 9-14 Selecting the local data adapter
6. Click Finish.
TIBCO Software Inc. 113

TIBCO Jaspersoft Studio User Guide
7. Set the default data adapter for the report:
a. Select the report node in Outline view.
b. In the Properties view for the report, on the Report tab, scroll down to Dataset > Default Data
Adapter and click ...
c. In the Open Data Adapter dialog, select Custom Value.
d. Enter OneEmptyRecord.xml in the Path entry box.
Figure 9-15 Default Data Adapter
e. Click Finish.
Create a report with multi-lingual text:
1. Create a new report with a blank template
2. Drag the Static Text element into the Title band of the report.
3. Enter English and Cyrillic text in the element you just created:
Report Отчёт
4. Select the element.
5. Expand the Font menu on the Static Text tab of the Properties View for the static text element.
The menu is divided into two sections. Installed font extensions or font sets appear above the line. Fonts
below the line are not installed as font extensions. In this example, Amaranth, Lobster, and SampleFontSet
are all above the line.
Figure 9-16 Font menu with font extensions
114 TIBCO Software Inc.

Chapter 9 Fonts
The default font used for a new static text element is SansSerif. This font does support for extended
characters, but because it's a Java logical font that is translated to a physical font by the JVM, you won't
know what font will be selected when the report is run.
6. Select SampleFontSet from the Font menu and 24 from the size menu next to it. Then resize the static
text element so it is large enough to display the text.
Figure 9-17 Font set in design view
7. Save and preview the report. The license for these fonts let you preview the report as a PDF.
Figure 9-18 Font set in preview
9.3 Deploying Font Extensions to JasperReports Server
When use font extensions in a report, the font extensions are not automatically available on the server. You
need to export your font extensions as a jar and upload them to the server. For reports in HTML, add the jar to
the server classpath and enable font support in jasperreports.properties. For reports in PDF, add the jar to the
report as a resource.
Deploy the report to JasperReports Server:
1. Click on the main menu bar.
2. In the Publish To JasperReports Server dialog, select the JasperReports Server instance you want and choose
a location for the report. This example uses Public > Samples > Reports.
3. Enter a name for the report on JasperReports Server. This example uses SampleFontSetReport.
4. Click Next.
5. Verify that OneEmptyRecord appears as a resource to publish on the next page, then click Next.
6. Verify that Don't use any Data Source is selected on the Configure the Data Source page. Making this
selection ensures that the uploaded adapter will be used for the report.
7. Click Finish. If the publishing process succeeds, a success dialog is displayed.
8. Click OK to exit the success dialog.
View the report on JasperReports Server:
1. Log in to the server, navigate to the report you just created, and run the report.
You will see that the report does not use the correct fonts. You need to export the fonts in Jaspersoft Studio
and upload them to the server.
TIBCO Software Inc. 115

TIBCO Jaspersoft Studio User Guide
When working with fonts, look carefully at your uploaded reports. For some fonts or character sets, you
will not see misformatted text; instead, the text will not be displayed at all.
Export the font set in Jaspersoft Studio:
1. In Window>Preferences> Jaspersoft Studio> Fonts, select the font set and the fonts within it and
click Export. For this example, select Amaranth, Lobster, and SampleFontSet.
2. In the Export Font to Jar dialog, select a name and location for the exported file and click Save. For this
example, use SampleFontSet.jar.
The font set is exported as a jar in the location you chose. This is not a regular font jar; it is a jar file that
includes additional information used by Jaspersoft.
Add the font set as a jar on your JasperReports Server instance:
1. On the machine hosting your JasperReports Server instance, enable font support by adding the following to
your <js-install>\WEB-INF\classes\jasperreports.properties file:
net.sf.jasperreports.web.resource.pattern.fonts=fonts/.*
You only have to enable font support once.
2. Add the exported font set jar to your <js-install>WEB-INF\lib directory.
3. Stop and restart your JasperReports Server instance. See the JasperReports Server Installation Guide for
more information.
Upload the font set as a resource:
You can attach the resource directly to the report, or you can upload it to another location, for example the
report directory and link the report to it. Uploading a resource to another location makes it easier to reuse the
resource.
1. In the Repository Explorer in Jaspersoft Studio, navigate to the folder on your JasperReports Server instance
where you want to add this resource. For this example, it is the Public> Samples> Resources folder.
2. Right-click the folder and select New from the cascading menu.
116 TIBCO Software Inc.

Chapter 9 Fonts
Figure 9-19 Adding a resource in the Repository Explorer
3. Select Jar in the Add Resource wizard and click Next.
4. Enter a name and ID for your jar and click Next.
5. Select Upload from File System, select the jar you want, and click Open.
6. Click Finish to upload the selected jar.
Add the resource to your report:
1. Right-click your report in the Repository Explorer and select New from the cascading menu.
2. Select Link in the Add Resource Wizard and click Next.
3. Enter a name and ID for the link and click Next.
4. Click to open the Find Resource dialog.
5. Navigate to the jar you uploaded and click Open.
6. Click Finish to attach the jar to the report as a resource.
View the report on JasperReports Server:
1. Open a web browser, log in to the server, navigate to the report you just created, and run the report. You
should see the correct fonts. If you do not see your fonts, there has been a problem with uploading the jar to
the file system.
2. Export the report as PDF. You should see the updated fonts. If not, there has been some problem uploading
and linking the resource.
When verifying font extensions and sets, it is best to run the report in JasperReports Server from a web
browser. Running the report from Repository Explorer in Jaspersoft Studio may not show the fonts
correctly.
TIBCO Software Inc. 117

TIBCO Jaspersoft Studio User Guide
118 TIBCO Software Inc.

CHAPTER 10 DATA ADAPTERS
A data adapter is a resource that specifies how and where to obtain data. Specifically, it is an object that
contains information about how to connect to or retrieve the data, and the logic to do that. Data adapters are
stored in XML files and simplify porting of the report configuration and data source creation between
JasperReports environments. Whether you use a report with a data adapter XML file in Jaspersoft Studio,
publish it to JasperReports Server or deploy it to a custom JasperReports environment, JasperReports Library can
use it to obtain the data you specify.
This chapter starts by telling you how to create and use data adapters based on the data adapter types available
in Jaspersoft Studio. Data adapters are designed to simplify the complexities of working with data in
JasperReports Library. However, data adapters are only one of the ways that JasperReports Library can get data
from a data source. As you get more familiar with Jaspersoft Studio, you may want to go a little deeper and
learn about data in JasperReportsLibrary and the JRDataSource interface.
Usually data adapters are stored as XML files in the same project as the report to simplify deployment to
JasperReports Server or another environment. In Jaspersoft Studio, data adapters can also be stored in the
Repository Explorer, in which case they are visible from all the projects. If you plan to deploy the report outside
Jaspersoft Studio, it is better to store it in the project from the beginning.
This chapter has the following sections:
•Creating and Editing Data Adapters
•Using Data Adapters in Reports and Datasets
•Working with Database JDBC Connections
•Working with a MongoDB Data Adapter
•Working with a Native Cassandra Connection
•Working with a Collection of JavaBeans Data Adapter
•Working with XML Data Adapters
•Working with XML/A Data Adapters
•Working with CSV Data Adapters
•Using the Empty Record Data Adapter
•Working with the JRDataSource Interface
•A Look at TIBCO Spotfire Information Links
TIBCO Software Inc. 119

TIBCO Jaspersoft Studio User Guide
10.1 Creating and Editing Data Adapters
10.1.1 Creating a Data Adapter
You create data adapters using the Data Adapter Wizard. The exact steps and information you need to provide
vary with the type of adapter that you select. However, the initial steps are similar.
Data adapters can be created locally in projects or globally in the Repository Explorer.
•Data adapters in projects are stored as XML files, which simplifies deployment to JasperReports Server. A
project-level data adapter cannot be seen from other projects, but you can easily copy it from one project to
another.
•Global data adapters are saved as Eclipse settings and are visible to all projects. Global data adapters are
saved as Eclipse settings. To deploy a global adapter to JasperReports Server, you need to export it to an
XML file located in the same project as your report.
To create a data adapter in a project:
When you create a data adapter in a project, it is saved as an XML file in that project. Saving the XML file in
the same project as your reports makes it easier to deploy the data adapter to JasperReports Server.
1. Click on the main toolbar OR right-click a project in the Project Explorer and select New> Data
Adapter.
2. In the DataAdapter File window, choose the project where you want to save the data adapter file. This
should be the project that contains the report(s) you want to use with your data adapter.
3. Enter a name for your adapter and click Next.
The Data Adapters Wizard opens.
Figure 10-1 Data Adapter Wizard
4. Select the data adapter type you want and click Next.
120 TIBCO Software Inc.

Chapter 10 Data Adapters
5. Enter a name for your adapter. This name is used when you select an adapter for a report.
6. Enter the properties needed by the adapter type you selected. For example, for a database JDBC connection
you need to select a JDBC driver and set the URL and database username and password. For a CSV file,
you need to enter a filename, column names, and the column separator.
7. (Optional) If you want to test the connection, click the Test button if available.
8. Click Finish to create the adapter.
The adapter is saved as an XML file in the project location you selected.
To create a global data adapter:
When you create a global data adapter, it is available to all reports. However, if you want to deploy it to
JasperReports Server, you must export it explicitly.
1. Click in the Repository Explorer ORright-click Data Adapters in the Repository Explorer and choose
Create Data Adapter.
The Data Adapters Wizard opens.
2. Select the data adapter type you want and click Next.
3. Enter a name for your adapter and the properties needed by the adapter type you selected. To optionally test
the adapter, click the Test button.
4. Click Finish to create the adapter.
10.1.2 Importing and Exporting Data Adapters
Jaspersoft Studio enables you to import and export data adapter definitions to simplify the process of sharing
data source configurations.
To export a global data adapter as an XML file:
1. In the Repository Explorer, right-click your data adapter and select Export to File.
Jaspersoft Studio prompts you to name the file and select the destination for the exported information.
Figure 10-2 Export to File Dialog
TIBCO Software Inc. 121

TIBCO Jaspersoft Studio User Guide
2. Select a location in the same project as the report that will be using this adapter, enter a name for the file,
and click OK.
A simple XML file is created in the location you chose. The data adapter must be in the same project as
your report. To use the same adapter in more than one project, see 10.1.3, “Copying a Data Adapter,” on
page122.
To promote a data adapter file to a global data adapter:
You can make any file-based data adapter into a global adapter by importing it.
1. Right-click on the Data Adapter node in the Repository Explorer, and choose Import from Workspace.
2. Select the data adapter(s) you want to import.
3. You can optionally select Overwrite Data Adapter if exists. Otherwise, if a duplicate data source name is
found during the import, Jaspersoft Studio appends a number to the imported data source name.
4. Click OK.
The import process adds all the selected data adapters to the current list.
10.1.3 Copying a Data Adapter
If you have saved your data adapter as an XML file, you can easily copy it between projects.
To copy a data adapter from one project to another:
1. In the Project Explorer, right-click your data adapter and select Copy OR use Ctrl-C.
2. Still in the Project Explorer, right-click the project or folder in your Jaspersoft Studio workspace that you
want to use and select Paste OR Ctrl-V.
The data adapter is copied to the new location.
10.2 Using Data Adapters in Reports and Datasets
You can use the Jaspersoft Studio user interface to select the data adapter to use for previewing reports and
datasets. However, this selection is specific to Jaspersoft Studio. When you want to deploy your reports to
JasperReports Server or to a custom JasperReports deployment, you must specify the data adapter or data source
you want to use.
10.2.1 Data Adapter For a Report
When you choose a data adapter during report creation, the drop-down lists all available adapters, with global
adapters on top and project file-based adapters below. The example below shows the global adapters available
with Jaspersoft Studio followed by a sample file-based adapter local to the project, named
SampleDataAdapter.xml.
122 TIBCO Software Inc.

Chapter 10 Data Adapters
Figure 10-3 List of Data Adapters During Report Creation
Data adapters are hierarchical. That is, if no adapter is directly defined for a subdataset, it looks for the adapter
of its parent dataset, then its parent's parent, and so forth.
10.2.2 Data Adapters and Report Deployment
When you use a drop-down to select a data adapter for a report or dataset, you are just setting the current
default data adapter used for preview. As you continue to design your report, you can easily change this data
adapter by selecting a different data adapter during preview, or by editing the dataset and changing the adapter.
If you do not select a data adapter during preview, Jaspersoft Studio defaults to whichever data adapter was
used most recently. If no data adapter is selected when you create a report, Jaspersoft Studio defaults to the pre-
configured empty data adapter.
This data adapter is internal to Jaspersoft Studio. It is stored in an internal property
(com.jaspersoft.studio.data.defaultdataadapter) which cannot be used in JasperReports Server or
JasperReports Library. Therefore, when you publish or deploy a report, you need to specify the data source you
want to use in the deployed report. You can do this in the following ways:
•When you publish a report to JasperReports Server, you can select a JasperReports Server data source to use.
See 12.2, “Publishing a Report to JasperReports Server,” on page174 for more information. If you
choose this method to select a data source, any subdatasets in the report must use the same data source.
•You can choose to set the default data adapter explicitly for the report and/or any subdatasets. You can set
this property separately for any dataset in the report. If this property is present, you cannot choose a
different adapter to preview the report.
10.2.3 Default Data Adapter
You can explicitly set the data adapter for a report or dataset using the
net.sf.jasperreports.data.adapter property.
Setting the default data adapter:
1. In Outline view, to set the data adapter for the report, click the report's root node. To set the data adapter for
a dataset, click the dataset.
TIBCO Software Inc. 123

TIBCO Jaspersoft Studio User Guide
2. In the Properties view, to set the data adapter for a report, go to the Report tab. To set the data adapter for a
dataset, go to the Dataset tab.
3. Click ... at the right of the Default Data Adapter property.
The Open Data Adapter dialog opens.
Figure 10-4 Open Data Adapter Dialog
4. Choose the format to use for specifying the data adapter location:
•Workspace resource – A file in your workspace, for example, value="../test/sample-
adapter.xml"/>. This should be a file in the same project as your report. If you want to use a global
adapter, you need to export it to a file first. See 10.1.2, “Importing and Exporting Data Adapters,” on
page121 for more information.
•Absolute Path in the file system – A file path, for example,
value="file:///C:/Adapters/sample-adapter.xml"
•URL – A remote URL that hosts the data adapter file, for example,
value="http://myserver:8080/sample-adapter.xml"
•Custom value – A free-form string that identifies the location of the data adapter to use. You could
use this if you wanted to enter a string in the repo: syntax, for example,
value="repo:/reports/interactive/CustomersDataAdapter" See 12.8, “Understanding the
repo: Syntax,” on page190 for more information.
5. If you selected Workspace resource or Absolute Path, click Browse to locate the file in the workspace
or in your file system. Otherwise, enter the URL or free-form string.
6. Click Finish.
The default data adapter is set for the dataset. It is represented in the JRXML file using the
net.sf.jasperreports.data.adapter property.
124 TIBCO Software Inc.

Chapter 10 Data Adapters
Figure 10-5 Dataset with Default Data Adapter
10.2.3.1 The JasperReports Data Adapter in the UI
When the JasperReports data adapter is present, it is shown as the bottom adapter on the list of available
adapters. In the example below, New Data Adapter has been set as the default data adapter:
Figure 10-6 List of Data Adapters Including Default Data Adapter
10.3 Working with Database JDBC Connections
A JDBC connection lets you use a database accessed through a JDBC driver (such as a relational DBMS). When
you use a JDBC connection in a report, you must specify a query.
10.3.1 Creating a Database JDBC Connection
To create a new JDBC connection:
1. Create the connection globally or locally:
•To create the connection globally, right-click Data Adapters in the Repository Explorer and choose
Create Data Adapter.
TIBCO Software Inc. 125

TIBCO Jaspersoft Studio User Guide
•To create the connection local to a project, click , enter a name and location for the data adapter in
the DataAdapter File dialog box, and then click Next.
The Data Adapter wizard appears (see Figure 10-1, “Data Adapter Wizard,” on page120).
2. From the list, select Database JDBC connection to open the Data Adapter dialog.
Figure 10-7 Configuring a JDBC Connection
3. Name the connection (use a significant name like Mysql – Test). This is the name that will appear on the
list of available connections when you create a report.
4. In the JDBC Driver field, specify the JDBC driver to use for your database connection. The drop-down
displays the names of the most common JDBC drivers.
Figure 10-8 JDBC Drivers List
126 TIBCO Software Inc.

Chapter 10 Data Adapters
If a driver is displayed in red, the JDBC driver class for that driver is not present in the class path and you
must obtain and install the driver before using it. See 10.3.3, “Using a Database JDBC Connection,” on
page129.
As of version 5.6.1, JasperReports Server includes the TIBCO JDBC drivers for the following commercial
databases:Oracle, MS SQLServer and DB2. In some cases, these drivers provide functionality not
provided by the vendors' driver. However, there may be some differences in queries between the two
drivers. You can use the TIBCOdrivers, or you can choose to install and use the driver supplied by the
database vendor.
If you upload your reports to JasperReports Server, make sure to use the same driver in both
JasperReports Server and Jaspersoft Studio.
5. Enter the connection URL. To have Jaspersoft Studio construct the URL, click the Wizard button. The
JDBC URL Wizard inserts the server name and the database name in the correct text fields.
6. Enter a username and password to access the database. If the password is empty, it is better if you specify
that it be saved. You can choose to save the password in one of two ways:
•Clear text – This is not secure, but can sometimes be convenient when working in a developer or
staging environment.
•Eclipse secure storage – This is the correct option for security, but can be difficult to work with when
testing and saving adapters. In addition, it can make it difficult to share adapters with other developers
or deploy data adapters to JasperReports Server.
7. After you've inserted all the data, click the Test button to verify the connection. If everything's okay, you'll
see a message that the test was successful.
8. Click OK to exit the message.
9. Click Finish to create the connection.
10.3.2 Troubleshooting a Database JDBC Connection
When the tests fail, the most common exceptions are:
•AClassNotFoundError was thrown.
•The URL is not correct.
•Parameters are not correct for the connection (database is not found, the username or password is wrong,
etc.).
10.3.2.1 ClassNotFoundError
The ClassNotFoundError exception occurs whenever a data adapter fails to load a class it requires. In the
context of JDBC connections, the most likely cause is that the required JDBC driver is not present in the
classpath. In general, a data adapter has two classpaths it uses to find libraries. First the adapter looks at any
paths that were specified inside the data adapter when it was created. If it cannot load the libraries or classes it
needs using its internal paths, the data adapter uses the Jaspersoft Studio classpath to look for them.
The Jaspersoft Studio classpath is defined in your Eclipse project. As Jaspersoft Studio uses its own class loader,
it's enough to add resources such as jar files and directories containing classes to the Jaspersoft Studio classpath.
For example, suppose you want to create a connection to an Oracle database. Jaspersoft Studio does not ship the
vendor's driver for this database. If you choose the oracle.jdbc.driver.OracleDriver driver, when you test
the connection, you'll see the ClassNotFoundException, as shown in Figure 10-9. You need to add the JDBC
driver for Oracle, ojdbc14.jar, to the classpath.
TIBCO Software Inc. 127

TIBCO Jaspersoft Studio User Guide
Figure 10-9 ClassNotFoundError exception
To add a resource to the Jaspersoft Studio classpath:
If you add a resource to the Jaspersoft Studio classpath, it will be available to all data adapters. In addition to
JARs, you can add variables, libraries, class folders, and external class folders. To add a jar to the Jaspersoft
Studio classpath:
1. Click Project >Properties >Java Build Path>Libraries, and click Add JARsor Add External JARs.
2. Browse to locate the jar you want to add.
3. Select the file you want to add to the classpath.
4. Click OK.
To add a JAR file to a data adapter's classpath:
If you need to use the driver only for this data adapter, you can instead add the driver on the data adapter's
Driver Classpath tab.
1. If the adapter is not already open, double-click its icon in the Repository Explorer or Project Explorer to
open it.
2. Click on the Driver Classpath tab.
3. Click Add and browse to locate the jar you want to add. If you want to add a different file type, use the
menu at the bottom right.
4. Click on the jar and Open.
The location of the file you chose is added to the driver classpath.
10.3.2.2 URL Not Correct
If a wrong URL is specified, you’ll get an exception when you click the Test button. You can find the exact
cause of the error using the stack trace provided in the exception.
Use the JDBC URL Wizard to build the JDBC URL and try again.
128 TIBCO Software Inc.

Chapter 10 Data Adapters
10.3.2.3 Parameters Not Correct for the Connection
If you try to establish a connection to a database with the wrong parameters (for example, invalid credentials or
inaccessible database), the database returns a message is fairly explicit about the reason behind the failure of the
connection.
10.3.3 Using a Database JDBC Connection
When you create a report with a JDBC connection, you specify a query to extract records from the database.
The query language you use depends on the connection type; the most common query type is an SQL query.
The use of JDBC or SQL connections is the simplest and easiest way to fill a report.
10.3.3.1 Fields Registration
In order to use SQL query fields in a report, you need to register them. You don't need to register all the
selected fields—only those actually used in the report. For each field, specify name and type. Table 10-1,
“Conversion of SQL and JAVA types ,” on page129 shows SQL types and the Java objects they map to.
SQL Type Java Object SQL Type Java Object
CHAR String REAL Float
VARCHAR String FLOAT Double
LONGVARCHAR String DOUBLE Double
NUMERIC java.math.BigDecimal BINARY byte[]
DECIMAL java.math.BigDecimal VARBINARY byte[]
BIT Boolean LONGVARBINARY byte[]
TINYINT Integer DATE java.sql.Date
SMALLINT Integer TIME java.sql.Time
INTEGER Integer TIMESTAMP java.sql.Timestamp
BIGINT Long
Table 10-1 Conversion of SQL and JAVA types
The table doesn't include special types like BLOB, CLOB, ARRAY, STRUCT, and REF, because these types
cannot be managed automatically by JasperReports. However, you can use them by declaring them generically
as Object and managing them by writing supporting static methods. The BINARY, VARBINARY, and
LONGBINARY types should be dealt with in a similar way. With many databases, BLOB and CLOB can be
declared as java.io.InputStream.
Whether an SQL type is converted to a Java object depends on the JDBC driver used.
For the automatic registration of SQL query fields, Jaspersoft Studio relies on the type proposed for each field
by the driver itself.
TIBCO Software Inc. 129

TIBCO Jaspersoft Studio User Guide
10.3.3.2 Filtering Records
The records in a report can be ordered and filtered. Set sort and filter options in the Report query dialog by
clicking the Dataset and Query button .
Figure 10-10 Filter Expression Tab and Expression Editor
Clicking the Data Preview tab shows your filtered data.The filter expression must return a Boolean object: true
if a particular record can be kept, false otherwise.
130 TIBCO Software Inc.

Chapter 10 Data Adapters
Figure 10-11 Data Preview
If no fields can be selected with the Add field button, check to see if the report contains fields. If not, close the
query dialog, register the fields, and resume the sorting.
10.3.3.3 Using JDBC Connections for Subreports
You can also use a JDBC connection for a subreport or a personalized lookup function for decoding specific
data. For this reason, JasperReports provides a java.sql.Connection parameter called REPORT_CONNECTION.
You can use this parameter in any expression you like, with this parameters syntax:
$P{REPORT_CONNECTION}
This parameter contains the java.sql.Connection class passed to JasperReports from the calling program.
10.4 Working with a MongoDB Data Adapter
MongoDB is a big data architecture based on the NoSQL model that is neither relational nor SQL-based.
Jaspersoft Studio includes data adapters that allow reports to use a native MongoDB data connection or a
MongoDB JDBC data adapter. As of version 6.1.1 JasperReports Server also supports SSL and x509
authentication for MongoDB.
TIBCO Software Inc. 131

TIBCO Jaspersoft Studio User Guide
10.4.1 Creating a Native MongoDB Connection
To create a MongoDB data adapter with the native driver:
Follow these steps to create a MongoDB data source with the native MongoDB driver.
1. Create the connection globally or locally:
•To create the connection globally, right-click Data Adapters in the Repository Explorer and choose
Create Data Adapter.
•To create the connection local to a project, click , enter a name and location for the data adapter in
the DataAdapter File dialog box, and then click Next.
The Data Adapter wizard appears (see Figure 10-1, “Data Adapter Wizard,” on page120).
2. From the list, select MongoDB Connection to open the Data Adapter dialog.
Figure 10-12 Configuring a MongoDB Connection
3. Fill in the required fields:
•Name: The name that will appear on the list of available data adapters when you create or run a report.
•Mongo URI: The URI of your MongoDB data.
4. If you have configured your MongoDB source to be password protected, specify a valid username and
password.
5. Click Test to check the values you entered. If everything's okay, you'll see a success message.
6. Click OK to exit the message.
7. Click Finish to create the connection.
If you get a ClassNotFoundError exception, the most likely cause is that the required driver is not
present in the classpath. See 10.3.2.1, “ClassNotFoundError,” on page127 for more information.
132 TIBCO Software Inc.

Chapter 10 Data Adapters
10.4.1.1 The Jaspersoft MongoDB Query Language
MongoDB is designed to be accessed through API calls in an application or a command shell. As a
consequence, it does not have a defined query language. In order to write queries for MongoDB data sources,
we have developed a query language based on the JSON-like objects upon which MongoDB operates. JSON is
the JavaScript Object Notation, a textual representation of data structures that is both human- and machine-
readable.
The Jaspersoft MongoDB Query Language is a declarative language for specifying what data to retrieve from
MongoDB. The connector converts this query into the appropriate API calls and uses the MongoDB Java
connector to query the MongoDB instance. The following examples give an overview of the Jaspersoft
MongoDB Query Language, with SQL-equivalent terms in parentheses:
•Retrieve all documents (rows) in the given collection (table):
{ 'collectionName' : 'accounts' }
•From all documents in the given collection, select the named fields (columns) and sort the results:
{
'collectionName' : 'accounts',
'findFields' : {'name':1,'phone_office':1,'billing_address_city':1,
'billing_address_street':1,'billing_address_country':1},
'sort' : {'billing_address_country':-1,'billing_address_city':1}
}
•Retrieve only the documents (rows) in the given collection (table) that match the query (where clause). In
this case, the date is greater-than-or-equal to the input parameter, and the name matches a string (starts with
N):
{
'collectionName' : 'accounts',
'findQuery' : {
'status_date' : { '$gte' : $P{StartDate} },
'name' : { '$regex' : '^N', '$options' : '' }
}
}
The Jaspersoft MongoDB Query Language also supports advanced features of MongoDB such as map-reduce
functions and aggregation that are beyond the scope of this document. For more information, see the language
reference on the Community website.
When you create a report or subdatasource from a native MongoDB connection, Jaspersoft Studio automatically
selects MongoDBQuery as the query language. You can explicitly view and set the query language using the
Dataset and Query Dialog.
TIBCO Software Inc. 133

TIBCO Jaspersoft Studio User Guide
Figure 10-13 Example Dataset and Query Dialog for a MongoDB Data Adapter
10.4.2 Creating a MongoDB JDBC Data Source
If you want to wrap your MongoDB data source in a domain or virtual data source, create a MongoDB JDBC
data source. The MongoDB JDBC driver can create a default normalized schema for your data or, if you prefer,
you can load a schema from the repository or your server file system.
This section describes functionality that can be restricted by the software license for JasperReports
Server. If you don’t see some of the options described in this section, your license may prohibit you from
using them. To find out what you're licensed to use, or to upgrade your license, contact Jaspersoft.
To create a MongoDB JDBC data source:
1. Create the connection globally or locally:
•To create the connection globally, right-click Data Adapters in the Repository Explorer and choose
Create Data Adapter.
•To create the connection local to a project, click , enter a name and location for the data adapter in
the DataAdapter File dialog box, and then click Next.
The Data Adapter wizard appears (see Figure 10-1, “Data Adapter Wizard,” on page120).
2. From the list, select Database JDBC Connection to open the Data Adapter dialog.
3. In the JDBC Driver field, select MongoDB (TIBCO Jaspersoft).
134 TIBCO Software Inc.

Chapter 10 Data Adapters
Figure 10-14 MongoDB JDBC Data Adapter Dialog
4. Fill in the required fields:
•Name: The name that will appear on the list of available data adapters when you create or run a report.
•JDBC URL: The URL for your MongoDB instance. This is in the following format:
jdbc:tibcosoftware:mongodb://host:port;databaseName=db;SchemaDefinition=file
where:
•host:port is the host and port of your MongoDB instance
•db is the name of the database to use in your MongoDB instance
•file (optional) is a location on your local disk where you want to store the schema definition.
When you first connect to a MongoDB server, the driver automatically creates a normalized
schema of the data and generates a SchemaDefinition for housing and sharing the normalized
schema. You can also specify the path of an existing schema on your local disk.
5. If you have configured your MongoDB source to be password protected, specify a valid username and
password.
6. (Optional) Click Connection Properties to specify any additional properties for your connection. For
example, if you're using MongoDB 3.0 and you want to enable SSL, enter:
EncryptionMethod=SSL;ValidateServerCertificate=false
To enable both SSL encryption and self-signed CA, enter the TrustStore and KeyStore paths and the
KeyStore password. For example:
EncryptionMethod=SSL;TrustStore=<path>;KeyStore=<path>;KeyStorePassword=<password>;
TIBCO Software Inc. 135

TIBCO Jaspersoft Studio User Guide
7. Click Test to check the values you entered. If everything's okay, you'll see this message:
Figure 10-15 Test Confirmation Dialog
8. Click OK to exit the message.
9. Click Finish to create the connection.
If you get a ClassNotFoundError exception, it may be due to one of the following:
• You are not licensed to use the TIBCO MongoDB JDBC driver. This driver is only available in
commercial editions.
• The required driver is not present in the classpath. See 10.3.2.1, “ClassNotFoundError,” on
page127 for more information.
10.5 Working with a Native Cassandra Connection
The Apache Cassandra database provides scalability and high availability for certain applications of big data.
For more information about Cassandra, see http://cassandra.apache.org/.
The Cassandra data adapter relies on a driver that has certain limitations on how your data can be structured and
accessed:
•The current version of Cassandra does not support NULL values in the data. All required fields must have
non-NULL default values.
•The current version of the driver does not support aggregate functions (sum, min, max).
•For query parameters, the current version of the driver supports $X(IN...), but no other $X functions.
The Cassandra data adapter supports queries in the Cassandra Query Language 3 (CQL3). To improve
performance, design your Cassandra data using the following guidelines:
•Specify the ALLOW FILTERING suffix to speed up queries.
•All fields referenced in WHERE clauses of a query should be indexed.
10.5.1 Creating a Native Cassandra Data Adapter
To create a new Cassandra adapter:
1. Create the connection globally or locally:
•To create the connection globally, right-click Data Adapters in the Repository Explorer and choose
Create Data Adapter.
•To create the connection local to a project, click , enter a name and location for the data adapter in
the DataAdapter File dialog box, and then click Next.
The Data Adapter wizard appears (see Figure 10-1, “Data Adapter Wizard,” on page120).
136 TIBCO Software Inc.

Chapter 10 Data Adapters
2. From the list, select Cassandra Connection to open the Data Adapter dialog.
Figure 10-16 Configuring a Cassandra Native Connection
3. Fill in the required fields:
•Name: The name that will appear on the list of available data adapters when you create a report.
•Port: Use port 9042 with the Cassandra data source. Cassandra's default port of 9160 is for the Thrift
client that is commonly used with Cassandra. To use the Cassandra Query Language (CQL) with your
Cassandra data source, you may need to configure your Cassandra instance as follows:
start_native_transport: true
native_transport_port: 9042
•Keyspace: The keyspace of your Cassandra instance.
4. If you have configured your Cassandra source to be password protected, specify a valid username and
password. Due to compatibility issues, Cassandra authentication is supported only when you use Cassandra
1.12.18 and above. If the password is empty, it is better if you specify that it be saved. You can choose to
save the password in one of two ways:
•Clear text – This is not secure, but can sometimes be convenient when working in a developer or
staging environment.
•Eclipse secure storage – This is the correct option for security, but can be difficult to work with when
testing and saving adapters. In addition, it can make it difficult to share adapters with other developers
or deploy data adapters to JasperReports Server.
5. Click Test to check the values you entered. Make sure that the port is set to 9042, because the connection
test will also work with the wrong port (9160). If everything's okay, you'll see a success message.
6. Click OK to exit the message.
7. Click Finish to create the connection.
TIBCO Software Inc. 137

TIBCO Jaspersoft Studio User Guide
If you get a ClassNotFoundError exception, the most likely cause is that the required driver is not
present in the classpath. See 10.3.2.1, “ClassNotFoundError,” on page127 for more information.
10.5.2 Using a Cassandra Connection
When you create a report or subdatasource from a native Cassandra connection, specify a CQL query to extract
records from the database.
Figure 10-17 Data Preview
If no fields can be selected with the Add field button, check to see if the report contains fields. If not, close the
query dialog, register the fields, and resume the sorting.
10.6 Working with a Collection of JavaBeans Data Adapter
A collection of JavaBeans data adapter allows you to use JavaBeans as data for a report. In this context, a
JavaBean is a Java class that exposes its attributes with a series of get methods, with the following syntax:
public <returnType> getXXX()
where <returnType>(the return value) is a generic Java class or a primitive type (such as int,double, and so
on).
138 TIBCO Software Inc.

Chapter 10 Data Adapters
10.6.1 Implementing the Factory Class for a Collection of JavaBeans
The collection of JavaBeans data adapter uses an external class (named Factory) to produce some objects (the
JavaBeans) that constitute the data to pass to the report. To use a collection of JavaBeans as a data adapter in
Jaspersoft Studio, you must create an instance of the Factory class and provide a static method to instantiate
different JavaBeans and to return them as a collection (java.util.Collection) or an array (Object[]). The
following example shows how you might create write an instance of the Factory class.
Suppose that you have an collection of JavaBeans, where the data is represented by a set of objects of type
PersonBean. The following table shows the code for PersonBean, which contains two fields: name (the
person’s name) and age:
public class PersonBean
{
private String name = "";
private int age = 0;
public PersonBean(String name, int age)
{
this.name = name;
this.age = age;
}
public int getAge()
{
return age;
}
public String getName()
{
return name;
}
}
Table 10-2 PersonBean example
To use this collection of beans, you need to create an instance of the Factory class. Your class, named
TestFactory, must contain the actual data that is used by the report. In this case, it will be something similar
to this:
public class TestFactory
{
public static java.util.Collection generateCollection()
{
java.util.Vector collection = new java.util.Vector();
collection.add(new PersonBean("Ted", 20) );
collection.add(new PersonBean("Jack", 34) );
collection.add(new PersonBean("Bob", 56) );
collection.add(new PersonBean("Alice",12) );
collection.add(new PersonBean("Robin",22) );
collection.add(new PersonBean("Peter",28) );
return collection;
}
}
Table 10-3 PersonBean example - Class result
TIBCO Software Inc. 139

TIBCO Jaspersoft Studio User Guide
A data adapter based on this class would represent five JavaBeans of PersonBean type.
10.6.2 Creating a Data Adapter from a Factory Class
Once you have created your Factory class instance, you can create a data adapter that uses your collection of
JavaBeans.
1. Create the connection globally or locally:
•To create the connection globally, right-click Data Adapters in the Repository Explorer and choose
Create Data Adapter.
•To create the connection local to a project, click , enter a name and location for the data adapter in
the DataAdapter File dialog box, and then click Next.
The Data Adapter wizard appears (see Figure 10-1, “Data Adapter Wizard,” on page120).
2. To create a connection to handle JavaBeans, select Collection of JavaBeans in the list of data adapter
types.
The fields necessary to create a collection JavaBeans appear.
Figure 10-18 Collection of JavaBeans Data Adapter
3. Create a name for your adapter.
4. Enter the name of your Java class in the Factory class. For the example above, you would need to specify
the class name for TestFactory.
5. Enter the name of the static method in your Factory class. In the example above, this is
generateCollection.
6. By default, the field names in your JavaBeans become the field names in your data adapter. If your
JavaBeans definition has field descriptions, and you want to use these as names in Jaspersoft Studio, select
Use field description.
7. If necessary, you can add the path to your jar files.
140 TIBCO Software Inc.

Chapter 10 Data Adapters
10.6.3 Registering the Fields
One peculiarity of a collection of JavaBeans data adapter is that the fields are exposed through get methods.
This means that if the JavaBean has a getXyz() method, xyz becomes the name of a record field (the JavaBean
represents the record).
In this example, the PersonBean object shows two fields: name and age. Register them in the fields list as a
String and an Integer, respectively.
Create a new empty report and add the two fields by right-clicking the Fields node in the outline view and
selecting Add field. The field names and the types of the fields are: name (java.lang.String) and age
(java.lang.Integer).
Drag the fields into the Detail band and run the report. (Make sure the active connection is the
TestFactoryAdapter.) To refer to an attribute of an attribute, use periods as a separator. For example, to access
the street attribute of an Address class contained in the PersonBean, the syntax would be address.street.
The real call would be <someBean>.getAddress().getStreet().
Figure 10-19 Layout of a Report Based on JavaBeans
If you selected Use field description when you specified the properties of your data adapter, the mapping
between JavaBean attribute and field value uses the field description instead of the field name.
Jaspersoft Studio provides a visual tool to map JavaBean attributes to report fields. To use it, open the query
window, go to the tab JavaBean Data Source, insert the full class name of the bean you want to explore, and
click Read attributes. The tab displays the attributes of the specified bean class.
•If an attribute is also a Java object, you can double-click the object to display its other attributes.
•To map a field, select an attribute name and click the Add Selected Field(s) button.
10.7 Working with XML Data Adapters
JasperReports supports data adapters for XML documents.
10.7.1 Creating a Node Set for an XML Document
An XML document is typically organized as a tree, and doesn't match the table-like form required by
JasperReports. For this reason, you have to use an XPath expression to define a node set. The specifications of
the XPath language are available at http://www.w3.org/TR/xpath. Some examples can help you understand how
to define the nodes.
TIBCO Software Inc. 141

TIBCO Jaspersoft Studio User Guide
The XML file below is an address book in which people are grouped in categories, followed by a second list of
favorite objects. In this case, you can define different node set types. First you'll need to decide how you want
to organize the data in your report.
<addressbook>
<category name="home">
<person id="1">
<lastname>Davolio</lastname>
<firstname>Nancy</firstname>
</person>
<person id="2">
<lastname>Fuller</lastname>
<firstname>Andrew</firstname>
</person>
<person id="3">
<lastname>Leverling</lastname>
</person>
</category>
<category name="work">
<person id="4">
<lastname>Peacock</lastname>
<firstname>Margaret</firstname>
</person>
</category>
<favorites>
<person id="1"/>
<person id="3"/>
</favorites>
</addressbook>
Table 10-4 Example XML file
To select only the people contained in the categories (that is, all the people in the address book), use the
following expression:
/addressbook/category/person
Four nodes are returned as shown in the following table.
<person id="1">
<lastname>Davolio</lastname>
<firstname>Nancy</firstname>
</person>
<person id="2">
<lastname>Fuller</lastname>
<firstname>Andrew</firstname>
</person>
<person id="3">
<lastname>Leverling</lastname>
</person>
<person id="4">
<lastname>Peacock</lastname>
<firstname>Margaret</firstname>
</person>
Table 10-5 Node set with expression /addressbook/category/person
142 TIBCO Software Inc.

Chapter 10 Data Adapters
If you want to select the people appearing in the favorites node, the expression to use is
/addressbook/favorites/person
Two nodes are returned.
<person id="1"/>
<person id="3"/>
Here's another expression. It's a bit more complex, but it shows all the power of the Xpath language. The idea is
to select the person nodes belonging to the work category. The expression to use is the following:
/addressbook/category[@name = "work"]/person
The expression returns only one node, the one with an ID equal to 4, as shown here:
<person id="4">
<lastname>Peacock</lastname>
<firstname>Margaret</firstname>
</person>
10.7.2 Creating an XML Data Adapter
After you've created an expression to select a node set, you can create an XML data adapter.
1. Create the connection globally or locally:
•To create the connection globally, right-click Data Adapters in the Repository Explorer and choose
Create Data Adapter.
•To create the connection local to a project, click , enter a name and location for the data adapter in
the DataAdapter File dialog box, and then click Next.
The Data Adapter wizard appears (see Figure 10-1, “Data Adapter Wizard,” on page120).
2. From the list, select XML document to open the Data Adapter dialog.
TIBCO Software Inc. 143

TIBCO Jaspersoft Studio User Guide
Figure 10-20 Configuring an XML Data Adapter
3. Enter a name for your adapter.
4. XML file is the only required field. Choose an XML file or enter the URLwhere your XML data is located.
5. (URL only.) If you entered a URL in the XML file field, click the Options button to open the Http
Connection Options dialog box.
Figure 10-21 HTTP Connection Options
In this dialog you can enter the following options:
•Username and Password (optional) – The username and password to use if your CSV location
requires authentication.
•Request Type – Select GET (default) or POST.
144 TIBCO Software Inc.

Chapter 10 Data Adapters
•To add a parameter to the request URL, click Add in the URL Parameters tab. Enter the name and
value of your parameters in the Parameter dialog and click OK. For multiple parameters, add each
parameter separately.
•For a POST request, to add parameters to the body of the POST, click Add in the POST Parameters tab.
Enter the name and value of your parameters in the Parameter dialog and click OK. For multiple
parameters, add each parameter separately.
When you have configured your request, click OK.
6. Choose whether to provide a set of nodes using a pre-defined static XPath expression, or set the XPath
expression directly in the report.
We recommend using a report-defined XPath expression. This enables you to use parameters inside the
XPath expression, which acts like a real query on the supplied XML data.
Optionally, you can specify Java patterns to convert dates and numbers from plain strings to more
appropriate Java objects (like Date and Double). For the same purpose, you can define a specific locale
and time zone to use when parsing the XML stream.
10.7.3 Registration of Fields for an XML Data Adapter
In addition to the type and name, the definition of a field in a report using an XML data adapter requires an
expression inserted as a field description. As the data adapter aims always to be one node of the selected node
set, the expressions are relative to the current node.
To select the value of an attribute of the current node, use the following syntax:
@<name attribute>
For example, to define a field that must point to the id attribute of a person (attribute id of the node person), it's
sufficient to create a new field, name it, and set the description to:
@id
It's also possible to get to the child nodes of the current node. For example, if you want to refer to the lastname
node, child of person, use the following syntax:
lastname
To move to the parent value of the current node (for example, to determine the category to which a person
belongs), use a slightly different syntax:
ancestor::category/@name
The ancestor keyword indicates that you're referring to a parent node of the current node. Specifically, the first
parent of category type, of which you want to know the value of the name attribute.
Now, let’s see everything in action. Prepare a simple report with the registered fields shown here:
Field name Description Type
id @id Integer
lastname lastname String
firstname firstname String
name of category ancestor::category/@name String
TIBCO Software Inc. 145

TIBCO Jaspersoft Studio User Guide
Jaspersoft Studio provides a visual tool to map XML nodes to report fields; to use it, open the query window
and select XPath as the query language. If the active connection is a valid XML data adapter, the associated
XML document is shown in a tree view. To register the fields, set the record node by right-clicking a Person
node and selecting the menu item Set record node. The record nodes are displayed in bold.
Then one by one, select the nodes or attributes and select the pop-up menu item Add node as field to map
them to report fields. Jaspersoft Studio determines the correct XPath expression to use and creates the fields for
you. You can modify the generated field name and set a more suitable field type after the registration of the
field in the report (which happens when you close the query dialog).
Insert the different fields in the Detail band. The XML file used to fill the report is that shown:
The XPath expression for the node set selection specified in the query dialog is:
/addressbook/category/person
10.7.4 XML Data Adapters and Subreports
A node set allows you to identify a series of nodes that represent records from a JRDataSource point of view.
However, due to the tree-like nature of an XML document, it may be necessary to see other node sets that are
subordinate to the main nodes.
Consider the XML in Table 10-6, “Complex XML example,” on page146. This is a slightly modified version
of Table 10-4, “Example XML file,” on page142. For each person node, a hobbies node is added which
contains a series of hobby nodes and one or more e-mail addresses.
<addressbook>
<category name="home">
<person id="1">
<lastname>Davolio</lastname>
<firstname>Nancy</firstname>
<email>davolio1@sf.net</email>
<email>davolio2@sf.net</email>
<hobbies>
<hobby>Music</hobby>
<hobby>Sport</hobby>
</hobbies>
</person>
<person id="2">
<lastname>Fuller</lastname>
<firstname>Andrew</firstname>
<email>af@test.net</email>
<email>afullera@fuller.org</email>
<hobbies>
<hobby>Cinema</hobby>
<hobby>Sport</hobby>
</hobbies>
</person>
</category>
<category name="work">
<person id="3">
<lastname>Leverling</lastname>
Table 10-6 Complex XML example
146 TIBCO Software Inc.

Chapter 10 Data Adapters
<email>leverling@xyz.it</email>
</person>
<person id="4">
<lastname>Peacock</lastname>
<firstname>Margaret</firstname>
<email>margaret@foo.org</email>
<hobbies>
<hobby>Food</hobby>
<hobby>Books</hobby>
</hobbies>
</person>
</category>
<favorites>
<person id="1"/>
<person id="3"/>
</favorites>
</addressbook>
What we want to produce is a document that is more elaborate than those you have seen so far. For each person,
we want to present their e-mail addresses, hobbies, and favorite people.
You can create this document using subreports. You'll need a subreport for the e-mail address list, one for
hobbies, and one for favorite people (that is a set of nodes out of the scope of the XPath query we used). To
generate these subreports, you need to understand how to produce new data sources to feed them. In this case,
you'll use the JRXmlDataSource, which exposes two extremely useful methods:
public JRXmlDataSource dataSource(String selectExpression)
public JRXmlDataSource subDataSource(String selectExpression)
The first method processes the expression by applying it to the whole document, starting from the actual root.
The second assumes the current node is the root.
Both methods can be used in the data source expression of a subreport element to dynamically produce the data
source to pass to the element. The most important thing to note is that this mechanism allows you to make both
the data source production and the expression of node selection dynamic.
The expression to create the data source that feeds the subreport of the e-mail addresses is:
((net.sf.jasperreports.engine.data.JRXmlDataSource)
$P{REPORT_DATA_SOURCE}).subDataSource("/person/email")
This code returns all the e-mail nodes that descend directly from the present node (person).
The expression for the hobbies subreport is similar, except for the node selection:
((net.sf.jasperreports.engine.data.JRXmlDataSource)
$P{REPORT_DATA_SOURCE}).subDataSource("/person/hobbies/hobby")
Next, declare the master report’s fields. In the subreport, you have to refer to the current node value, so the field
expression is simply a dot (.),
Proceed with building your three reports: xml_addressbook.jasper,xml_addresses.jasper, and xml_
hobbies.jasper.
In the master report, xml_addressbook.jrxml, insert a group named “Name of category,” in which you
associate the expression for the category field ($F{name of category}). In the header band for Name of
category, insert a field to display the category name. By doing this, the names of the people are grouped by
category (as in the XML file).
TIBCO Software Inc. 147

TIBCO Jaspersoft Studio User Guide
In the Detail band, position the id,lastname, and firstname fields. Below these fields, add the two Subreport
elements, the first for the e-mail addresses, the second for the hobbies.
The e-mail and hobby subreports are identical except for the name of the field in each one. The two reports
should be as large as the Subreport elements in the master report, so remove the margins and set the report width
accordingly.
Preview both the subreports just to compile them and generate the relative .jasper files. Jaspersoft Studio
returns an error during the fill process, but that's expected. We haven't set an Xpath query, so JasperReports can't
get any data. You can resolve the problem by setting a simple Xpath query (it isn't used in the final report), or
you can preview the subreport using the empty data adapter (select it from the drop-down in the tool bar).
When the subreports are done, execute the master report. If everything is okay, the report groups people by
home and work categories and the subreports associated with each person.
As this example demonstrates, the real power of the XML data adapter is the versatility of XPath, which allows
navigation of the node selection in a refined manner.
10.8 Working with XML/A Data Adapters
XML/A (XML for Analysis) is an XML standard for accessing remote data in an OLAP schema. Jaspersoft
Studio supports an XML/A data adapter that can connect various XML/A providers such as JasperReports
Server and Microsoft SQL Server Analytic Services (SSAS). Because Jaspersoft Studio uses OLAP4J
(http://www.olap4j.org/), it may also be able to connect to other types of XML/A providers.
The remote server must also be configured for XML/A. For more information, including instructions for
configuring Jaspersoft OLAP, see the Jaspersoft OLAP User Guide .
To create an XML/A Data Adapter:
1. Right-click Data Adapters in the Repository Explorer, and select Create Data Adapter.
2. Select XML/A Server and click Next.
3. Enter a name for the data adapter.
4. Enter the URL for your XML/A provider. The type of server determines the value. For example:
•If the XML/A server is JasperReports Server, the URL is something like:
http://<hostname>:<port>/jasperserver-pro/xmla
•If the XML/A server is Microsoft SSAS 2012, the URL is something like:
http://<hostname>/MSSQL_2012/msmdpump.dll
5. Enter a user name and password of a user that has sufficient access in the report server to return your data.
6. Click Get Metadata.
Jaspersoft Studio attempts to connect to the server and return information about its data sources, catalogs,
and cubes. If it's successful, default values appear in the drop-downs. If the connection fails, check the URL,
ensure that the remote server is available, and try again.
7. Select the data source, catalog, and cube that stores the data you want for your report.
8. Click Test.
Jaspersoft Studio connects to the server and read the cube you selected. If the connection fails, check the
URL, ensure that the remote server is available, and try again.
9. When the test succeeds, click OK to close the message and click Finish to close the New Data Adapter
wizard.
148 TIBCO Software Inc.

Chapter 10 Data Adapters
When you create a report using this data adapter, you may see a message indicating that the data adapter doesn't
support the ability to retrieve fields. This means Jaspersoft Studio doesn't have enough information to preview
your data. After you provide an MDX query, Jaspersoft Studio can automatically read fields and suggest their
datatypes.
10.8.1 Registration of fields in XML/A Providers
When you create an XML/A data adapter, you define the cube from which to read data. Jaspersoft Studio can
then inspect the remote server and suggest datatypes for the fields returned.
To register fields returned by an XML/A data adapter:
1. With your report open in the Design tab, click to open the Dataset and Query window.
2. Select the data adapter that points to your XML/A provider from the drop-down in the upper-left corner.
3. Select MDX from the Language drop-down.
4. Enter a valid MDX query in the text field.
To create a good MDX query, you must be familiar with both the language itself and the data you want to
work with. You can also use a tool (such as the Jaspersoft OLAP Workbench) to load your OLAP schema
and automatically generate MDX queries from it.
5. Click Read Fields.
Jaspersoft Studio returns the XML/A provider's data, including fields and parameters, and populates the
window's tabs with information. For more on how these tabs can be used to define the data in your report,
see Chapter 11, “Creating Queries,” on page161.
Jaspersoft Studio also sets the class type of each field to an appropriate Java datatype. If Jaspersoft Studio
sets an incorrect datatype, you can set the correct type after the fields are added to your report.
6. When the data in the Data Preview tab looks like the data you want to fill your report, click OK to close
the Dataset and Query window.
10.9 Working with CSV Data Adapters
You can create a connection based on a CSV file or URL location.
To create a connection based on a CSV file:
1. Click the New button in the Connections/Datasources dialog and select CSV File from the list of data
adapter types.
TIBCO Software Inc. 149

TIBCO Jaspersoft Studio User Guide
Figure 10-22 CSV Data Adapter
2. Set a name for the connection.
3. In the CSV file field, choose a CSV file or enter the URLwhere your CSV data is located.
4. (URL only.) If you entered a URL in the CSV file field, click the Options button to open the Http
Connection Options dialog box.
150 TIBCO Software Inc.

Chapter 10 Data Adapters
Figure 10-23 HTTP Connection Options
In this dialog you can enter the following options:
•Username and Password (optional) – The username and password to use if your CSV location
requires authentication.
•Request Type – Select GET (default) or POST.
•To add a parameter to the request URL, click Add in the URL Parameters tab. Enter the name and
value of your parameters in the Parameter dialog and click OK. For multiple parameters, add each
parameter separately.
•For a POST request, to add parameters to the body of the POST, click Add in the POST Parameters tab.
Enter the name and value of your parameters in the Parameter dialog and click OK. For multiple
parameters, add each parameter separately.
When you have configured your request, click OK.
5. Declare the fields in the data adapter.
•If the first line in your file contains the names of the columns, click Get column names from the
first row of the file and select the Skip the first line check box . This forces JasperReports to skip
the first line (the one containing your column labels). In any case, the column names read from the file
are used instead of the declared ones, so avoid modifying the names found with the Get column
names button.
•If the first line of your CSV file doesn’t contain the column names, set a name for each column using
the syntax COLUMN_0, COLUMN_1, and so on.
If you define more columns than the ones available, you’ll get an exception at report filling time.
JasperReports assumes that for each row all the columns have a value (even if they are empty).
6. If your CSV file uses nonstandard characters to separate fields and rows, you can adjust the default setting
for separators using the Separators tab.
TIBCO Software Inc. 151

TIBCO Jaspersoft Studio User Guide
Figure 10-24 Separators Tab
7. Click Finish.
10.9.1 Registration of the Fields for a CSV Data Adapter
When you create a CSV data adapter, you must define a set of column names as fields for your report. To add
them to the fields list, set your CSV data adapter as the active connection and open the Report query dialog.
Open the Dataset and Query Dialog and click the Read Fields button.
By default, Jaspersoft Studio sets the class type of all fields to java.lang.String. If you're sure the text of a
particular column can be easily converted to a number, a date, or a Boolean value, set the correct field type
yourself after the fields are added to your report.
The pattern used to recognize a timestamp (or date) object can be configured at the data adapter level by
selecting the Use custom date format check box.
10.10 Using the Empty Record Data Adapter
By default, Jaspersoft Studio provides a pre-configured empty data source that returns a single record.
152 TIBCO Software Inc.

Chapter 10 Data Adapters
To create a new empty data source with more records:
1. Double-click One Empty Record in the Repository Explorer. The Data Adapter Wizard appears with
Empty rows.
Figure 10-25 Data Adapter Wizard > Empty Record
2. Set the number of empty records you need. Remember, whatever field you add to the report, its value is set
to null. Since this data adapter doesn’t care about field names or types, this is a perfect way to test any
report (keeping in mind that the fields are always set to null).
3. Click Finish.
10.10.1 Understanding the Empty Record Implementation
The empty record data adapter in Jaspersoft Studio uses the special JasperReports data source
JREmptyDataSource. This data source returns true to the next method for the record number (by default only
one), and always returns null to every call of the getFieldValue method. It's like having records without
fields, that is, an empty data source.
The two constructors of this class are:
public JREmptyDataSource(int count)
public JREmptyDataSource()
The first constructor indicates how many records to return, and the second sets the number of records to one.
10.11 Working with the JRDataSource Interface
All data adapters implement the JRDataSource interface. Some data adapters, such the JDBC data connections,
do this indirectly using a connection and a query; other data adapters, such as adapters for CSV files, XML
documents, and collections of JavaBeans, do this directly. This section is useful if you want to understand more
about the direct data adapters, or if you are interested in creating a custom data adapter.
TIBCO Software Inc. 153

TIBCO Jaspersoft Studio User Guide
10.11.1 Understanding the JRDataSource Interface
Data supplied by a JRDataSource is ideally organized into records as in a table. Every JRDataSource must
implement the following two methods:
public boolean next() – Returns true if the cursor is positioned correctly in the subsequent record, false
if no more records are available.
public Object getFieldValue(JRField jrField) – Moves a virtual cursor to the next record
Every time JasperReports executes the public boolean next() method, all the fields declared in the report
are filled and all the expressions (starting from those associated with the variables) are calculated again.
Subsequently, JasperReports determines whether to print the header of a new group, to go to a new page, and so
on. When next returns false, the report is ended by printing all final bands (Group Footer, Column Footer, Last
Page Footer, and Summary). The method can be called as many times as there are records present (or represented)
from the data source instance.
The method public Object getFieldValue(JRField jrField) is called by JasperReports after a call to
next results in a true value. In particular, it's executed for every single field declared in the report. In the call, a
JRField object is passed as a parameter. It's used to specify the name, the description and the type of the field
from which to obtain the value (all this information, depending on the specific data source implementation, can
be combined to extract the field value).
The type of the value returned by the public Object getFieldValue(JRField jrField) method has to be
adequate for that declared in the JRField parameter, except when a null is returned. If the type of the field was
declared as java.lang.Object, the method can return an arbitrary type. In this case, if required, a cast can be
used in the expressions. A cast is a way to dynamically indicate the type on an object, the syntax of a cast is:
(type)object
in example:
(com.jaspersoft.ireport.examples.beans.PersonBean)$F{my_person}
Usually a cast is required when you need to call a method on the object that belongs to a particular class.
10.11.2 Implementing a New JRDataSource
If the JRDataSource supplied with JasperReports doesn't meet your requirements, you can write a new
JRDataSource. This is not a complex operation. In fact, all you have to do is create a class that implements the
JRDataSource interface that exposes two simple methods: next and getFieldValue.
package net.sf.jasperreports.engine;
public interface JRDataSource
{
public boolean next() throws JRException;
public Object getFieldValue(JRField jrField) throws JRException;
}
Table 10-7 The JRDataSource interface
The next method is used to set the current record into the data source. It has to return true if a new record to
elaborate exists; otherwise it returns false.
If the next method has been called positively, the getFieldValue method has to return the value of the
requested field or null. Specifically, the requested field name is contained in the JRField object passed as a
154 TIBCO Software Inc.

Chapter 10 Data Adapters
parameter. Also, JRField is an interface through which you can get information associated with a field—the
name, description, and Java type that represents it.
Now try writing your personalized data source. You have to write a data source that explores the directory of a
file system and returns the found objects (files or directories). The fields you create to manage your data source
are the same as the file name, which should be named FILENAME; a flag that indicates whether the object is a
file or a directory, which should be named IS_DIRECTORY; and the file size, if available, which should be
named SIZE.
You data source should have two constructors: the first receives the directory to scan as a parameter; the second
has no parameters and uses the current directory to scan.
Once instantiated, the data source looks for the files and the directories present in the way you indicate and fills
the array files.
The next method increases the index variable you use to keep track of the position reached in the array files,
and returns true until you reach the end of the array.
import net.sf.jasperreports.engine.*;
import java.io.*;
public class JRFileSystemDataSource implements JRDataSource
{
File[] files = null;
int index = -1;
public JRFileSystemDataSource(String path)
{
File dir = new File(path);
if (dir.exists() && dir.isDirectory())
{
files = dir.listFiles();
}
}
public JRFileSystemDataSource()
{
this(".");
}
public boolean next() throws JRException
{
index++;
if (files != null && index < files.length)
{
return true;
}
return false;
}
public Object getFieldValue(JRField jrField) throws JRException
{
File f = files[index];
if (f == null) return null;
if (jrField.getName().equals("FILENAME"))
{
return f.getName();
}
else if (jrField.getName().equals("IS_DIRECTORY"))
{
Table 10-8 Sample personalized data source
TIBCO Software Inc. 155

TIBCO Jaspersoft Studio User Guide
return new Boolean(f.isDirectory());
}
else if (jrField.getName().equals("SIZE"))
{
return new Long(f.length());
}
// Field not found...
return null;
}
}
The getFieldValue method returns the requested file information. Your implementation doesn't use the
information regarding the return type expected by the caller of the method. It assumes the name has to be
returned as a string. The flag IS_DIRECTORY as a Boolean object, and the file size as a Long object.
The next section shows how to use your personalized data source in Jaspersoft Studio and test it.
10.11.3 Using a Custom JasperReports Data Source with Jaspersoft Studio
Jaspersoft Studio provides a special connection for your personalized data sources. It's useful for employing
whatever JRDataSource you want to use through some kind of factory class that provides an instance of that
JRDataSource implementation. The factory is just a simple Java class useful for testing your data source and
filling a report in Jaspersoft Studio. The idea is the same as what you have seen for the collection of JavaBeans
data adapter — you need to write a Java class that creates the data source through a static method and returns it.
For example, if you want to test the JRFileSystemDataSource in the previous section, you need to create a
simple class like that shown in this code sample:
import net.sf.jasperreports.engine.*;
public class FileSystemDataSourceFactory {
public static JRDataSource createDatasource()
{
return new JRFileSystemDataSource("/");
}
}
Table 10-9 Class for testing a custom data source
This class, and in particular the static method that's called, executes all the necessary code for instancing the
data source correctly. In this case, you create a new JRFileSystemDataSource object by specifying a way to
scan the directory root ("/").
Now that you have defined the way to obtain the JRDataSource you prepared and the data source is ready to
be used, you can create the connection through which it can be used.
Create a new connection as you normally would (see “Working with Database JDBC Connections” on
page125), then select Custom implementation of JRDataSource from the list and specify a data source
name like TestFileSystemDataSource (or whatever name you want), as shown below.
156 TIBCO Software Inc.

Chapter 10 Data Adapters
Figure 10-26 Configuring a Custom Data Adapter
Next, specify the class and method to obtain an instance of your JRFileSystemDataSource, that is,
TestFileSystemDataSource and test.
There is no automatic method to find the fields managed by a custom data source.
In this case, you know that the JRFileSystemDataSource provides three fields: FILENAME (String), IS_
DIRECTORY (Boolean), and SIZE (Long). After you have created these fields, insert them in the report’s Detail
band.
Divide the report into two columns and in the Column Header band, insert Filename and Size tags. Then add
two images, one representing a document and the other an open folder. In the Print when expression setting of
the Image element placed in the foreground, insert the expression $F{IS_DIRECTORY}, or use as your image
expression a condition like the following:
($F{IS_DIRECTORY}) ? “folder.png” : “file.png”
In this example, the class that instantiated the JRFileSystemDataSource was very simple. But you can use
more complex classes, such as one that obtains the data source by calling an Enterprise JavaBean or by calling a
web service.
10.12 A Look at TIBCO Spotfire Information Links
You can populate reports created in Jaspersoft Studio with data from TIBCO Spotfire. You can navigate your
Spotfire library, select Information Links and Spotfire Binary Data Files (SBDFs), and inspect their data. To load
Spotfire data, create a data adapter to connect to the data. The data adapter will return data in tabular form.
TIBCO Software Inc. 157

TIBCO Jaspersoft Studio User Guide
Before you publish the report to JasperReports Server, export your data adapter as an XML file so you can add
it to the server's repository.
This version of Jaspersoft Studio supports TIBCO Spotfire 6.5 and above. Earlier versions may also work
but have not been tested extensively.
To create a data adapter for a Spotfire Information Link:
1. In the Repository Explorer, right-click Data Adapters and select Create Data Adapter to display the Data
Adapter wizard.
2. Enter a name for the data adapter.
3. Enter the URL to your Spotfire Web Player in this form:
http://<web-player-host>/SpotfireWeb
where <web-player-host> is the IP address or name of the computer hosting the Spotfire Web Player where
you access your Information Link.
4. Enter your Spotfire user name and password.
5. Click Browse next to the Resource ID field to locate and select your Information Link in the Spotfire
library.
Figure 10-27 Spotfire Library displayed in Jaspersoft Studio
You can also create reports against SBDFs; to do so, select one from your Spotfire library.
6. Click OK.
7. Click Test to test your connection.
8. If the test fails, check your URL, credentials, and resource ID.
9. When the test succeeds, click Finish.
158 TIBCO Software Inc.

Chapter 10 Data Adapters
It isn't uncommon for an Information Link to return millions of rows of data, which may take a some time for
Jaspersoft Studio to process when data is loaded, such as when previewing the report; the same may
hold true in JasperReports Server.
To create your report:
1. Click File >New >JasperReport.
2. Select template and enter a name for your report.
3. Click Next. The Data Source dialog appears.
4. Select the Spotfire Information Link data adapter you created above.
5. Select the fields to include in your data set.
6. Click Next.
7. Optionally select a field to define grouping.
8. Click Finish. Jaspersoft Studio displays the report in the Design tab.
9. Edit the report as needed. For example, add fields and components and configure your query and dataset.
10. Click Preview to ensure that the report is correctly configured.
11. When your report is ready, click File >Save.
To export your data adapter as an XML file:
1. In the Repository Explorer, right-click your Spotfire Information Link data adapter and select Export to
File.
2. Select the folder in your Jaspersoft Studio workspace that contains your report, enter a name for the data
adapter, and click OK.
To configure the report to use the exported data adapter:
1. In the Outline view, click the root node of your report to display the report properties.
2. Click Advanced.
3. Expand Misc and click the ellipsis to the right of Properties to open the Properties window.
4. Click Add to create a property that indicates the data adapter to use.
5. In the Property Name field, enter net.sf.jasperreports.data.adapter.
6. In the Value field, enter the name of the data adapter you exported (this is an XML file).
7. Click OK.
You're ready to publish your report.
To publish your report:
1. Click at the top of the Design tab. You're prompted to select a location for publishing the report.
2. Select a server connection and navigate its repository to the desired location.
3. Optionally enter a new label, name (ID), and description of the report unit.
4. Click Next. You're prompted to select a resource used by the report, including the data adapter you
exported above.
5. Click Next. You're prompted to select a data source.
6. Select Don't use any Data Source. Since the data adapter has already been defined, the report doesn't
need a separate data source.
7. Click Finish. Jaspersoft Studio adds your report to the repository.
TIBCO Software Inc. 159

TIBCO Jaspersoft Studio User Guide
While it's uploaded, Jaspersoft Studio modifies your JRXML so that it will run properly on the server. In
particular, it changes how the data adapter is specified. On the server, the data adapter is uploaded to the folder
you selected when you published the report.
To test your report, open the server's web UI, locate your report, and click it to run it.
160 TIBCO Software Inc.

CHAPTER 11 CREATING QUERIES
Jaspersoft Studio provides tools to help you define report fields and create a proper query (if a query is needed
to fetch the report data). You'll find these tools in the Dataset and Query dialog.
It also provides a drag-and-drop query builder for easily creating SQL queries. This allows users who aren't
familiar with SQL to quickly join tables and produce complex data filters and where conditions. SQL Builder
also provides a way for skilled users to explore the database and list the metadata such as schemas and available
tables.
This chapter contains the following sections:
•Using the Dataset and Query Dialog
•Working with the Query Builder
11.1 Using the Dataset and Query Dialog
Click the Dataset and Query icon .
When working with a sub-dataset, open the dialog by right-clicking the dataset name inside the Outline view,
and selecting Dataset and Query....
Figure 11-1 Right-Click Menu
TIBCO Software Inc. 161

TIBCO Jaspersoft Studio User Guide
Use the Dataset and Query dialog to:
•Select a data adapter with which to configure the dataset. Usually a data adapter is selected, but you can
change it.
•Select a query language for the dataset you're editing. (This can be the main dataset or a sub-dataset that
populates a chart or a table.)
•Enter a query. A tool is available for several languages including SQL, XPath and JSON.
•Retrieve the fields from the selected Data Adapter. These can be provided directly by the Data Adapter or
by executing the query and reading the response metadata.
•Add, edit, or remove fields and parameters.
•Edit sort options.
•Provide an expression to filter dataset records.
•Preview your data, if supported by the selected data adapter.
Figure 11-2 Data Preview Tab
Defining all the fields of a report by hand can be tedious. JasperReports requires all report fields to be named
and configured with a proper class type. The Dataset and Query dialog simplifies the process by automatically
discovering the available fields provided by a data adapter, without using a query. To execute a query you need
to use the proper data adapter: for example to execute an SQL query you must use a JDBC data adapter. The
Read Fields button starts the discovery process: the fields found are listed in the Fields tab and added to the
report. Click OK to close this window.
Some query languages, like XPath, do not produce a result that resemble a table, but more complex structures
that require extra steps to correctly map result data to report fields. An example of this is the multidimensional
result coming from MDX results (MDX is the query language used with OLAP and XML/A connections): in
this case each field is mapped by specifying an expression stored in the field description. For some languages,
162 TIBCO Software Inc.

Chapter 11 Creating Queries
such as instance XPath and JSON query, the Query dialog displays a tool that simplifies the creation of both the
query and the mapping.
11.2 Working with the Query Builder
When your language is SQL, the Query Builder is called the SQL Builder. The tool requires a JDBC data
adapter.
The builder has two parts. On the left a tree-view shows all the available schemas and relative objects like
tables, views, etc. found by using the JDBC connection provided by the data adapter. On the right there are
three tabs that present the query in different ways.
The first Text tab contains a text area for writing a query. You can drag tables and other objects from the
metadata view into the text area, so you don't have to write the entire qualified names of those objects.
Although the SQL builder doesn't support arbitrary complex queries (which may use database-specific syntax),
this text area can be used for any supported query, including stored procedures if supported by the report query
executer.
If a query has already been set for the report, this text area shows it when the query dialog is open.
Use the Outline and Diagram tabs to visually build the query. The current version of Jaspersoft Studio doesn't
support back-parsing of SQL. For this reason, you should use Outline and Diagram editing mode only to create
new queries, otherwise the new query replaces any existing query. If you do attempt to overwrite an existing
query, Jaspersoft Studio alerts you.
Figure 11-3 Query Overwrite Warning
11.2.1 Query Outline View and Diagram View
The purpose of SQL is to select data from the tables of the database. SQL allows you to join tables, so that you
can get data from more than one table at a time.
TIBCO Software Inc. 163

TIBCO Jaspersoft Studio User Guide
Figure 11-4 Outline View
The Outline view is a good tool for people with a basic understanding of SQL. It works in conjunction with
the Diagram view, which represents the simplest way to design a query. In the outline view the query is split
in its main parts introduced by the relative keyword. Those parts include:
SELECT introduces the portion of query where are listed all the columns that form a record of the final result set
(which is basically a list of records).
FROM contains the list of tables involved in our queries and if specified the rules to join that tables.
WHERE is the portion of query that describes the filters and conditions that the data must satisfy in order to be
part of the final result, conditions can be combined by using the OR and AND logical operators and can be
aggregated by using parentheses.
GROUP BY indicates a set of fields used to aggregate data and is used when an aggregation function is present in
the SELECT. For example, the following query counts the number of orders placed in each country.
SELECT
count(*) as number_of_orders,
Orders.country
FROM
Orders
GROUP BY
Orders.country
HAVING works in a i bit like WHERE, but it's used with aggregate functions. For example the following query
filters the records by showing only the countries that have at least 40 orders:
ORDER BY specifies a set of columns for sorting the result set.
SELECT
count(*) as number_of_orders,
Orders.country
164 TIBCO Software Inc.

Chapter 11 Creating Queries
FROM
Orders
GROUP BY
Orders.country
HAVING
count(*) > 40
The Diagram view shows the tables in the query with the relative join connections and the selected fields. This
view is very useful especially to select the relevant fields and easily edit the table joins by double-clicking the
connection arrows.
Figure 11-5 Diagram View
11.2.2 Selecting Columns
You can drag columns from the database explorer into the SELECT node or other nodes in the outline view.
Make sure the columns you select are from tables present in the FROM part of your query.
You can also select fields by their check boxes in the diagram view.
Finally you can add a column by right-clicking the SELECT node in the outline view and selecting Add
Column. A new dialog prompts you to pick the column from the those in the tables mentioned in the FROM
clause. If a column you want to add is not a table column, but a more complex expression, for instance an
aggregation function like COUNT(*), add it by right-clicking the SELECT node in the outline view and selecting
Add Expression.
When a column is added to the query as part of the SELECT section, you can set an alias for it by double-
clicking it.
TIBCO Software Inc. 165

TIBCO Jaspersoft Studio User Guide
Figure 11-6 Setting an Alias
Aliases are useful when you have several fields with the same name coming from two different tables.
11.2.3 Joining Tables
You can join tables you've added by selecting shared fields. You can create the relationship the Diagram view
by dragging a column of the first table onto the column of the table you're joining to. You can edit this type of
join by double-clicking the join arrows. Currently a single join condition is supported.
Figure 11-7 Column Dialog
You can also edit joins in the outline view by right-clicking a table name and selecting Add or Edit Table
Join.
166 TIBCO Software Inc.

Chapter 11 Creating Queries
Figure 11-8 Join Table
11.2.4 Data Selection Criteria (WHERE Conditions)
Use a WHERE clause to specify the criteria to be for each record's part in the query result. Right click the WHERE
node in the outline view and select Add Condition to add a new condition.
If you know in advance which column should be involved in the condition, you can drag this column on the
WHERE node to create the condition. In both cases the condition dialog appears.
Figure 11-9 Add Condition
You can organize conditions by creating condition groups, and then combining them with or and and
operators. At least one condition must be true for an OR group. All conditions must be true for the AND operator.
You can double-click to change the value of either of these group operators.
If the value of a condition is not fixed, you can express it by using a parameter with the expression: $P
{parameter_name}.
When using collection type parameters, the $X{}expressions allow you to use operators like IN and NOT IN,
which determine whether a value is present in the provided list. The $X{} syntax also allows you to use other
operators like BETWEEN for numbers, Date Range and Time Range type of parameters. See 8.2, “Expression
Operators and Object Methods,” on page94 for more information about the $X{} syntax.
TIBCO Software Inc. 167

TIBCO Jaspersoft Studio User Guide
11.2.5 Acquiring Fields
When your query is ready, it's time map the columns of the result set to fields of the report. When using SQL,
this is a pretty straight forward operation.
Press the Read button to execute the query. If the query is valid and no errors occur Jaspersoft Studio adds a
field for each column with the proper class type to the fields list.
11.2.6 Data Preview
Use the Data Preview tab to generate a ghost report that maps the fields to the fields tab using your query and
selected Data Adapter. This tool is independent of the query language and a good way to debug a query or
check which records the dataset returns.
Figure 11-10 Data Preview Tab
168 TIBCO Software Inc.

Chapter 12 Accessing JasperReports Server from Jaspersoft Studio
CHAPTER 12 ACCESSING JASPERREPORTS SERVER FROM JASPERSOFT
STUDIO
This section describes functionality that can be restricted by the software license for JasperReports
Server. If you don’t see some of the options described in this section, your license may prohibit you from
using them. To find out what you're licensed to use, or to upgrade your license, contact Jaspersoft.
You can connect Jaspersoft Studio to JasperReports Server and move reports between the two. Jaspersoft Studio
uses web services to interact with the server.
Connecting with JasperReports Server enables you to:
•Browse the repository on the server from Jaspersoft Studio.
•Add reports and subreports to the repository from Jaspersoft Studio.
•Drag and drop images and other resources from the repository to Jaspersoft Studio.
•Add and delete folders and resources on the server from Jaspersoft Studio.
•Modify resource properties on the server from Jaspersoft Studio.
•Link input controls to reports on the server.
•Import and export data sources (JDBC, JNDI, and JavaBean).
•Download, edit, and upload JRXML files.
•Connect to multiple servers for access to both test and production environments.
•Create a report in Jaspersoft Studio based on a Domain in JasperReports Server (commercial edition only).
This chapter contains the following sections:
•Connecting to JasperReports Server
•Publishing a Report to JasperReports Server
•Working with JasperReports Server Templates
•Creating and Uploading a Topic for Ad Hoc Views
•Managing Repository Objects through Jaspersoft Studio
•Creating and Uploading Chart Themes
•Working with Domains
•Understanding the repo: Syntax
•Adding a Date/Time Stamp to Scheduled Output in JasperReports Server
TIBCO Software Inc. 169

TIBCO Jaspersoft Studio User Guide
12.1 Connecting to JasperReports Server
To connect Jaspersoft Studio to the server:
1. Start Jaspersoft Studio.
2. Open the Repository Explorer, then click the Create a JasperReports Server Connection icon .
The Server profile wizard appears.
Figure 12-1 Server Profile Wizard
3. Enter the URL, user names and password for your server. If the server hosts multiple organizations, enter the
name of your organization as well.
The defaults are:
•URL:
•Commercial editions: http://localhost:8080/jasperserver-pro/
•Community edition: http://localhost:8080/jasperserver/
•Organization: There is no default value for this field. If the server hosts multiple organizations, enter
the ID of the organization to which you belong.
•User name:jasperadmin
•Password:jasperadmin
Note that if you are upgrading from a previous version of Jaspersoft Studio, the old URL
(http://localhost:8080/jasperserver-pro/services/repository ) still works.
4. Click Test Connection.
5. If the test fails, check your URL, organization, user name, and password.
170 TIBCO Software Inc.

Chapter 12 Accessing JasperReports Server from Jaspersoft Studio
Connection problems can sometimes be caused by Eclipse's secure storage feature, which improves your
security by storing passwords in an encrypted format. For more information, refer to our Eclipse Secure
Storage in Jaspersoft Studio Community wiki page.
6. If the test is successful, click Finish.
The server appears in the Repository Explorer.
Figure 12-2 Repository Explorer
12.1.1 Advanced Connection Settings
You can configure additional properties for your JasperReports Server connection using the Advanced Settings
in the Server profile wizard. The following options are available:
•JasperReports Library Version – Sets the version of the JRXML output generated by Jaspersoft Studio.
When you connect to a JasperReports Server instance that is earlier than your version of Jaspersoft Studio,
use this setting to convert your JRXML to the version used by the server. You can view server information,
including the server version, on the info tab.
•Connection Timeout [ms] – Sets the connection timeout in milliseconds.
•HTTP Chunked Requests – Enables chunked transfer encoding. Disable this option if your firewall
blocks incomplete response chunks.
•Use SOAP protocol only – Sets communication between Jaspersoft Studio and the server to use the
SOAP format. Can't be used with single sign-on.
•Use Single Sign On – Lets you connect to a connect to a JasperReports Server instance that has been
configured to work with the Central Authentication Service (CAS) protocol. See 12.1.2, “Using Single
Sign-on with JasperReports Server,” on page172 for more information.
•Supports DateRange Expressions – Lets you upload queries with relative dates to JasperReports Server.
See 6.3.4, “Relative Dates ,” on page80for more information.
•Synchronize DataAdapter Properties – Synchronizes the net.sf.jasperreports.data.adapter
property with the Jaspersoft Studio data adapter setting.
•Format of Attachements – Sets the message attachment format to MIME or DIME.
•Workspace Folder – Lets you designate the folder in the workspace where you want to store files
downloaded from this JasperReports Server instance.
•Locale – Sets the locale to use for the Jaspersoft Studio connection to the server.
•Time Zone – Sets the timezone to use for the Jaspersoft Studio connection to the server.
•Info tab – Shows information about the JasperReports Server instance, including version number, edition,
license expiration, licensed features, and data and timestamp format.
TIBCO Software Inc. 171

TIBCO Jaspersoft Studio User Guide
12.1.2 Using Single Sign-on with JasperReports Server
You can use single sign-on (SSO) to connect to a JasperReports Server instance that has been configured to
work with the Central Authentication Service (CAS) protocol. For information about configuring CAS for
JasperReports Server, see the JasperReports Server External Authentication Cookbook.
Configure JasperReports Server:
1. Before you begin, configure your JasperReports Server instance for CAS, as described in the JasperReports
Server External Authentication Cookbook.
Add the CAS server to your Jaspersoft Studio workspace:
1. In Jaspersoft Studio, select Window> Preferences.
2. In the Preferences window, navigate to Jaspersoft Studio> Jaspersoft Server Setting> Single Sign
On Server.
Figure 12-3 Single Sign On Servers in Preferences Dialog
3. In the Single Sign On Servers pane, click Add.
4. Enter the URL of your CAS server along with the username and password you want to use for access.
Figure 12-4 SSO Server Settings Dialog
172 TIBCO Software Inc.

Chapter 12 Accessing JasperReports Server from Jaspersoft Studio
5. Click OK.
The CAS server is added to the list of available single sign-on servers.
6. Click OK.
Configure your JasperReports Server connection to use CAS:
1. In Jaspersoft Studio, open the Repository Explorer, then click the Create a JasperReports Server
Connection icon .
2. Select Advanced Settings.
3. Enable the Use Single Sign On option.
The Account section of the Server profile wizard changes.
Figure 12-5 Setting Single Sign-on in the Server Profile Wizard
TIBCO Software Inc. 173

TIBCO Jaspersoft Studio User Guide
4. If the server hosts multiple organizations, enter the ID of the organization to which you belong. This can be
the root organization (in which case you can leave this entry bar blank) or another organization.
5. Select the CAS server you want to use for this connection from the SSO Server menu.
6. Click Test Connection to test the connection. This may take some time, especially the first time you
connect.
7. Click OK in the confirmation dialog.
8. Click OK to create the connection.
12.2 Publishing a Report to JasperReports Server
You can easily publish your reports from Jaspersoft Studio to any JasperReports Server connection. Publishing
to the server uploads the JRXML for the report, along with any resources that the report needs such as images
and query resources. You must also configure the data source for the report on the server.
12.2.1 Publishing Report Resources
The reports you create in Jaspersoft Studio can have embedded resources, such as such as images, query
resources, and data adapters using net.sf.jasperreports.data.adapter. You can use the following
columns in Select Resources to publish page of the Report Publishing Wizard to control the resources you
upload:
•Overwrite – Controls whether or not you overwrite a resource if it already exists. This setting is important
when you republish a report that has been published before. Click on the value in this column to display a
drop-down menu with the following choices:
•Overwrite – Creates a new resource or overwrites an existing resource with the current version.
•Ignore – Ignores the resource.
•Overwrite Only Expression – Updates the expression for the resource. Enter the new value in the
Expression column. Does not create or overwrite the resource.
•Expression – When Overwrite or Overwrite Only Expression is selected, lets you choose the
expression you want to use. Click on the value in this column and then click ... to open the Expression
Editor and edit the expression that specifies the location where the file is saved. By default, resources such
as images are published to a repository location, and the uploaded report uses the repo: syntax to refer to
the report location.
•Type – When Overwrite is selected, specifies the existing resource to overwrite. Click on the value in this
column to display a drop-down menu with the following choices:
•Save to Folder – Save to a location anywhere on your JasperReports Server instance. When you
choose this option, you are prompted to navigate to the location you want.
•Link to Resource – Links to an existing resource on your JasperReports Server instance. When you
choose this option, you are prompted to navigate to the resource you want. If you modify a report and
the report is set to Overwrite, changes overwrite only the path, not the resource.
•Use Local Resource – Save as a resource inside the report unit on JasperReports Server.
12.2.2 Choosing a Data Source for a Published Report
In JasperReports Server, data is usually specified using a JasperReports Server data source. Like a data adapter, a
JasperReports Server data source does not contain data; instead it contains the information JasperReports Library
needs to construct a JRDataSource when the report is run. Choosing a JasperReports Server data source instead
174 TIBCO Software Inc.

Chapter 12 Accessing JasperReports Server from Jaspersoft Studio
of a data adapter when you publish a report to JasperReports Server lets you take advantage of features specific
to JasperReports Server or to use a JNDI connection configured on your application server.
When you upload a report from Jaspersoft Studio to JasperReports Server, you can choose one of the following
options:
•Data Source from Repository – Use an existing JasperReports Server data source for your report.
•Local Data Source –Create a JasperReports Server data source or upload a Jaspersoft Studio data adapter
file to use in your report.
•No Data Source – Make no changes to the data adapter information in your report.
12.2.2.1 Data Source from Repository
The Data Source from Repository option lets you choose an existing data source from the JasperReports
Server repository.
To use the Data Source from Repository option:
•Make sure the data source is available in JasperReports Server. If you want to create a data source, select
Local Data Source instead.
If you are using a JDBC or JNDI data source, make sure that your connection uses the same driver as
your Jaspersoft Studio data adapter. For example, if you connect to an Oracle database from a
commercial edition, you can download and use the native Oracle driver or you can use the TIBCO Oracle
JDBC driver that is included with Jaspersoft Studio. If your driver in JasperReports Server does not match
the driver used in Jaspersoft Studio, you could see different data in your uploaded report.
•Click to publish your report and select a JasperReports Server instance and repository location where
you want to save the report. Then click OK. If you are prompted to upload resources, select your settings.
•Select Data Source from Repository when prompted.
•Click ... and select the correct JasperReports Server data source from the repository.
12.2.2.2 Local Data Source
The Local Data Source option lets you create a new data source in JasperReports Server to use with your
report, or to upload a data adapter from Jaspersoft Studio to JasperReports Server. To use this option to create a
new data source:
•If you want to use a JNDI data source, first set up the JNDIconnection for your database in your
application server. Make sure to use the same JDBC driver for your Jaspersoft Studio adapter and the JNDI
connection in JasperReports Server.
•Click to publish your report and select a JasperReports Server instance and repository location where
you want to save the report. Then click OK. If you are prompted to upload resources, select your settings.
•Select Local Data Source when prompted.
•Click ... to open the Add Resource wizard.
•Select the type of data source you want to create , for example, Datasource JDBC, and click Next.
•On the Resource Editor page, enter a name and unique ID for the data source. You can also enter an
optional description. Then click Next.
•On the next page, manually fill in the required information for the data source you want to create.
•Click Finish to create the data source and use it in your uploaded report.
TIBCO Software Inc. 175

TIBCO Jaspersoft Studio User Guide
For some types of data sources, such as JDBC, JNDI, and bean data sources, you can publish a data adapter from
Jaspersoft Studio and set it as the data source for the report:
•Make sure that the data adapter you want to upload is saved locally as an xml file in the same project as
your report. See 10.1.2, “Importing and Exporting Data Adapters,” on page121 for information about
exporting a global data adapter to your project; see 10.1.3, “Copying a Data Adapter,” on page122 for
information about copying a data adapter from one project to another.
•Click to publish your report. Select a JasperReports Server instance and repository location where you
want to save the report. Then click OK.
•If you are prompted to upload resources, select your resource settings and click OK.
•Select Local Data Source when prompted.
•Click ... to open the Add Resource wizard.
•Select the type of data source you want to create and click Next. Only some data source types can be
imported from data adapters in Jaspersoft Studio, such as Datasource Bean, Datasource JDBC, and
Datasource JNDI.
•On the Resource Editor page, click Import from Jaspersoft Studio. If this button is not available, you
can't import the data source type you selected.
•The Import dialog shows a list of local and global adapters. Make sure to select a local adapter, which will
include the name of a file. Click OK then Finish to select the adapter.
•Click Finish to publish the report and selected data adapter to the repository.
If you are using a custom data adapter or any other adapter that uses one or more jars that aren't
included in JasperReports Server, add the jar(s) to a location on your server classpath.
12.2.2.3 No Data Source
Use No Data Source when you have configured net.sf.jasperreports.data.adapter in your JRXML, as
described in 10.2.3, “Default Data Adapter ,” on page123. Setting net.sf.jasperreports.data.adapter
lets you use multiple data adapters in the same report, for example, using a different data adapter for a subreport.
To use this option:
•Set the default data adapter(s) for the datasets and subdatasets used in your report, as described in 10.2.3,
“Default Data Adapter ,” on page123.
•Follow these guidelines when setting default data adapters in a report that you want to publish:
•Do not use global data adapters. The default data adapter must reference a local file in the same project
as your report, or a data adapter already in your repository.
•Where possible, use inheritance to reduce the number of times you actually set the default data adapter.
If your report uses a specific adapter multiple times, try to structure the report so that the data adapter is
set for a single dataset and other datasets inherit it. For example, if you have a crosstab and a table that
use the same data adapter, you could create a subreport that contains the table and crosstab. Then if you
set your data adapter as the default for the subreport, the table and crosstab inherit this adapter. Reusing
the data adapter improves performance when you run the report.
•Publish your report and select No Data Source when prompted.
•When you publish the report, the default data adapters are uploaded to the repository.
176 TIBCO Software Inc.

Chapter 12 Accessing JasperReports Server from Jaspersoft Studio
12.2.3 Example of Publishing a Report
To publish a report to the server:
1. Open a report.
2. Click the Publish Report button in the upper-right corner of the Designer. The Report Publishing
Wizard opens.
Figure 12-6 Report Publishing Wizard
3. Locate the directory for storing your report.
4. Name the report unit. The report unit contains all report files.
5. Click Next. The Select Resources window opens. This window displays any resources required by your
report, such as images, query resources, and embedded data adapters.
TIBCO Software Inc. 177

TIBCO Jaspersoft Studio User Guide
Figure 12-7 Select Resources
6. Select any resources you want to upload with your report and check the box if you want to overwrite
previous versions of those resources. Click Next. The Configure the data source window opens.
Figure 12-8 Configure Data Source
7. Select a data source configuration. See 12.2.2, “Choosing a Data Source for a Published Report,” on
page174 for more information.
8. Click Finish. The report is uploaded to the server. If there are no errors, an appropriate message is shown.
178 TIBCO Software Inc.

Chapter 12 Accessing JasperReports Server from Jaspersoft Studio
12.3 Working with JasperReports Server Templates
This section describes functionality that can be restricted by the software license for Jaspersoft Studio. If
you don’t see some of the options described in this section, your license may prohibit you from using
them. To find out what you're licensed to use, or to upgrade your license, contact Jaspersoft.
JasperReports Server includes several templates that affect the layout of your reports. You can add custom
templates to your JasperReports Server instance by uploading a JRXML file to a Templates directory. In
addition to font and color choice, templates can contain images such as logos. In a JasperReports Server
template, the absolute path of an image is in the repository and cannot be overwritten. Other users can apply
your template by selecting Custom Report Template when they create a report from an Ad Hoc View.
JasperReports Server templates are different from report templates in Jaspersoft Studio. See Chapter 20,
“Report Templates,” on page313 for more information.
12.3.1 Creating a Custom JasperReports Server Template
It's easiest to start with a template in JasperReports Server and change its properties (such as colors, fonts, and
logos) in Jaspersoft Studio. Then, publish the new template to the server. This example shows how to change
the font for a chart title.
To create a template:
1. Connect to JasperReports Server as superuser.
2. In the Repository Explorer, navigate to the Public/Templates directory.
Figure 12-9 Accessing the Templates directory from Jaspersoft Studio
3. Right-click A4 Landscape and choose Open in Editor.
TIBCO Software Inc. 179

TIBCO Jaspersoft Studio User Guide
Figure 12-10 Default A4 landscape template
The document will look empty, but if you click the Source tab, you see that attributes are set at the
JRXML level. Note the attributes for ChartTitle:
<style name="ChartTitle" forecolor="#000000" fontName="DejaVu Sans" fontSize="12"
isBold="true"/>
You can edit styles directly on the Source tab if you choose.
4. Click the Design tab and in the Outline view, click the arrow next to Styles.
5. Click ChartTitle. The styles open in the Properties view.
Figure 12-11 Style tab in Properties view
180 TIBCO Software Inc.

Chapter 12 Accessing JasperReports Server from Jaspersoft Studio
6. Make these changes:
a. Font: Century Gothic, 14 pt, bold, italic.
b. Change the forecolor to red (Click Appearance for that change.)
c. Alignment: Center
You can link to an image in your template by uploading the image to the repository and then dragging it
into the appropriate band in the template. The template uses the absolute path to the image in the
repository and the image cannot be changed or overwritten.
To save and publish a template:
1. Save the template with a new name.
2. Click Yes in the pop-up to publish the report to JasperReports Server.
The Report Publishing wizard appears.
Figure 12-12 Report Publishing wizard
TIBCO Software Inc. 181

TIBCO Jaspersoft Studio User Guide
3. Select a folder to store your template, and click Next.
12.3.2 Report Template Styles in Jaspersoft Studio
In Jaspersoft Studio a report template includes styles that inherit attributes from other styles or from default
values. Open one of the default templates in Jaspersoft Studio to see the available styles listed in the Outline
view. When a report template is applied to a report that includes a basic chart, only the ChartTitle style is
applied to the chart. In general, report styles control the general look of the report, while chart themes control
the look of basic charts (implemented through JFreeCharts). For more information on chart themes, see 14.4,
“Chart Themes,” on page218.
The Inheritance tab in the Properties view shows you which styles are inherited and from where. That makes it
easy if you want to change a style at a higher level, or have an attribute inherited by more styles.
Figure 12-13 Inheritance tab
182 TIBCO Software Inc.

Chapter 12 Accessing JasperReports Server from Jaspersoft Studio
12.4 Creating and Uploading a Topic for Ad Hoc Views
When a JasperReports Server user creates an Ad Hoc view, she can select a Topic, Domain, or OLAP client
connection to provide data to the view. This determines the data presented in the editor and the features
available to the user. A Topic is the simplest to create, because it's just a report unit that defines a query. Most
other elements of the report unit (such as its layout) are ignored when it's used as a Topic, though input controls
you define in the report unit are carried over to the topic's Ad Hoc views and their dependent reports. Topics
also support resource bundles and localization.
The following steps show how to create a new Topic based on the sample database provided with Jaspersoft
Studio, and then upload it to the Topics folder in the JasperReports Server repository.
To create a Topic's JRXML:
1. In Jaspersoft Studio, click File >New >Jasper Report. The report wizard appears.
2. Select a report template and click Next.
3. Select a location to save the JRXML, enter a name for it, and click Next.
In this case, name the file my-topic.jrxml.
4. Select a data adapter for the Topic. In this case, select the Sample DB - database JDBC connection.
This sample includes the same data as the SugarCRM data source in the JasperReports Server samples.
5. In the text field, enter a query. In this case, enter:
select * from orders
6. Click Next.
7. Move all the fields in the left list into the right list and click Next.
8. Click Next again to skip past the Group By option.
9. Click Finish. The wizard closes and Jaspersoft Studio displays the JRXML, which has been saved in the
location specified.
To upload the Topic:
1. In the Repository Explorer, expand the Servers node and select the JasperReports Server instance where you
want to put the Topic.
If you haven't created any server connections, create one before proceeding. For more information, see 12.1,
“Connecting to JasperReports Server,” on page170.
2. Navigate to the Topic folder. For example, if you are logged in as jasperadmin, navigate to Ad Hoc
Components >Topics.
3. Right-click the Topics folder and select New. The Add Resource wizard appears.
4. Click Report Unit and click Next.
5. Enter a name and optional description it and click Next.
6. Enable the Local Resource radio button it and click to locate and select the JRXML you created
above. For example, click Upload/Download Resource, click Upload from Workspace, select the my-
topic.jrxml file.
7. Click OK to close the upload window and click Next.
8. Click the Data Source from Repository radio button and click to its right.
9. Navigate to Analysis Components >Analysis connections, select the SugarCRM data source, and
click OK.
TIBCO Software Inc. 183

TIBCO Jaspersoft Studio User Guide
10. Click Finish to upload the report unit to the Topics folder so it can be used in the JasperReports Server Ad
Hoc Editor.
To test the Topic:
1. Log in to JasperReports Server.
2. Click Create >Ad Hoc View.
3. On the topics tab of the Data Chooser, open the Topics folder. For example, navigate to Organizations >
Topics.
4. Click the Topic you created above and click Table,Chart, or Crosstab.
5. Verify that the fields you selected in Jaspersoft Studio all appear in the list of available fields.
If the Topic includes fields with unusual datatypes, those fields don't appear in the Ad Hoc Editor because
JasperReports Server is not equipped to manage them properly. For example, if the Topic is defined
against a MongoDB instance that returns data of type array, this field isn't available in the Ad Hoc Editor.
For more information on datatype support in the Ad Hoc editor, see the JasperReports Server
Administrator Guide.
When you create a JRXML file for use as a Topic, you can specify the name to display for each field the Topic
returns. To do so, define a field property named adhoc.display for each field declared in the JRXML. The
adhoc.display field property must have the following syntax:
<property name=”adhoc.display” value=”Any Name”/>
For example, this JRXML code declares a StoreState field displayed in reports as Store State:
<field name=”StoreState” class=”java.lang.String”>
<property name=”adhoc.display” value=”Store State”/>
</field>
Topics also support the $R expressions for field names; for more information, see Chapter 8, “Expressions,” on
page93.
For fields in a non-domain topic the following properties may be of interest:
•dimensionOrMeasure, which marks a field as a field or a measure
•defaultAgg, the aggregation to use for this measure (for example, avg)
•semantic.item.desc, a description of the field
•DefaultMask, which sets a measure as a $or date
12.5 Managing Repository Objects through Jaspersoft Studio
The Repository Explorer lets you create, view, modify, and delete reports units and the resources they reply on.
This section describes these tasks:
•Adding, Modifying and Deleting Resources
•Running a Report
•Editing a Report
•Creating and Uploading Chart Themes
184 TIBCO Software Inc.

Chapter 12 Accessing JasperReports Server from Jaspersoft Studio
12.5.1 Adding, Modifying and Deleting Resources
You need to create and manage the resources associated with your reports, such as images, JARs, JRXML files,
property files for localized reports, input controls, datatypes, lists of values, style templates (JRTX), and data
sources. If you’re maintaining existing reports, you may need to modify existing resources. You can also change
the location, name, or description of the repository folders.
You can add, modify, or delete repository resources from Jaspersoft Studio. In the Repository panel, expand your
JasperReports Server repository and take one of the following actions:
•To add a resource, right-click a folder, select New, then select the type of object you want to add.
If you choose to add an item other than a JasperReport, a dialog appears for entering information
about the object. If you choose to add a JasperReport, a wizard guides you through the process. For
the best results when adding a JasperReport, open the JRXML in Jaspersoft Studio and click .
Follow the steps in the wizard to publish your report. See 12.2, “Publishing a Report to
JasperReports Server,” on page174
•To change the location of a repository resource, drag it to a new location.
•To delete a resource from the repository, right-click it and select Delete.
•To modify a repository resource, right-click it, select Properties, and make your changes in the Properties
dialog. On the General tab, you can view the object’s repository ID, name, and description. (Available tabs
depend on the selected resource.)
If you are logged in as a user with sufficient access rights (such as jasperadmin or superuser), you
can modify property values and save them back to the repository.
•To change an input control, use the Input Control Resource tab.
Figure 12-14 Properties of an Input Control Resource
TIBCO Software Inc. 185

TIBCO Jaspersoft Studio User Guide
12.5.2 Running a Report
Connect to JasperReports Server to test report changes you make in Jaspersoft Studio. See 12.1, “Connecting to
JasperReports Server,” on page170.
Navigate to your report's JRXML, and click Run Report Unit. If prompted to save the report unit, specify a
location on your local computer and click OK. If the report has input controls that require values, you'll be
prompted to specify them. The report appears in a browser window.
12.5.3 Editing a Report
In the Repository Explorer, the icon means a report unit, and means a JRXML file. When you work
with a JRXML file in the Repository, Jaspersoft Studio operates on a copy of the file. You need to upload the
JRXML file to put it back into the repository when finished.
To edit a JRXML file in the Repository:
1. In the Repository Explorer, right-click the JRXML file, and select Open in Editor. The JRXML appears
in the Design tab.
The JRXML is stored locally in your workspace. The default location is in the user directory of your
operating system. For example, in Windows, the default workspace is
C:\Users\<username>\JaspersoftWorkspace\MyReports.
2. Edit the file, either in the Design tab or in the Source tab. For example, in the Repository Explorer
navigate to the Images\JR Logo image resource, and drag it into to the report's Title band. The logo appears
in the Design tab.
3. Click Save. If you're prompted to publish the report, click Yes.
4. Specify a server and a repository location. To save the JRXML to the same report unit where you opened it,
click Next.
If the report relies on resources, you're asked if you want to overwrite the resources currently in the
repository. If you added resources to the report, you are prompted to add them to the repository.
5. Click Next. and specify a data source for the report. You can't change a data source through the Publish
wizard.
Click Finish. Your changes are saved to the repository.
To edit a Report Unit in the Repository:
1. In the Repository Explorer, right-click the report unit and select Properties.
2. On the Resource Editor tab, change the name and description.
3. On the Report Unit tab, you can change the JRXML file for the report, either by selecting one from the
repository, or uploading one through Jaspersoft Studio.
4. On the Data Source tab, select the data source from the repository or from Jaspersoft Studio.
5. On the Input Controls tab, set the display properties for any input controls:
•Pop-up Screen: the controls are shown on-top of the report viewer.
•Separate Page: the controls are shown in a different page than the report viewer.
•Top of Page: the controls are shown at the top of the report viewer.
•In Page: the controls are shown next to the report viewer.
6. You can also use the JSP field to modify the appearance of the controls. Specify a name of a JSP file in
WEB-INFof the server's host to define the page that displays input controls.
7. Click Finish.
186 TIBCO Software Inc.

Chapter 12 Accessing JasperReports Server from Jaspersoft Studio
12.6 Creating and Uploading Chart Themes
Using Jaspersoft Studio, you can create new chart themes to give a custom look to any JFreeChart. You can set
the fonts, colors, line widths, and other settings that determine the appearance of charts. Then upload the chart
theme for use in reports generated on the server, either on a report-by-report basis or as a global setting for all
charts that don't provide their own theme.
To create a new chart theme in Jaspersoft Studio:
1. Select File> New> Other. The New wizard appears.
2. Expand Jaspersoft Studio, select Chart Themes, and click Next. The new file dialog suggests a default
file name. Chart themes use the .jrctx file extension.
Figure 12-15 New Chart Theme in Jaspersoft Studio
3. Specify a location, enter a name, and click Finish.
The chart theme editor appears; it displays several types of charts to help you understand how the theme
will be applied to each.
The available options are based on the JFreeChart library used to generate charts.
Jaspersoft Studio supports only the most common options provided by JFreeCharts.
4. In the Outline view, select each category and review the available options in the Properties view.
5. Select a property to change its value.
Depending on the nature of the property, you might type text, select a color, check or clear a check box, or
select a value from a drop-down. As you update the chart theme, the Preview tab shows your changes. For
example, select Title in the Outline view and choose Bottom from the Position drop-down to move the title
beneath the chart.
6. Click a chart type in the Preview tab to zoom in to examine the effects of your changes more closely. Click
again to zoom out.
TIBCO Software Inc. 187

TIBCO Jaspersoft Studio User Guide
Figure 12-16 A Chart Theme Edited in Jaspersoft Studio
7. To view the XML that defines the chart theme’s appearance, click the Source tab.
8. When you are satisfied with the chart theme, click File> Save to save the chart theme. This saves the chart
theme to your local hard drive.
To export your theme as a JAR File:
1. Select your chart theme and click the Export Chart Theme jar icon on the toolbar. A Save As dialog opens.
188 TIBCO Software Inc.

Chapter 12 Accessing JasperReports Server from Jaspersoft Studio
Figure 12-17 Exporting a Chart Theme
2. Choose the location where you want to save your JAR. To upload to an instance of JasperReports Server,
select your server instance and then select the Templates directory. To create a jar on your current system,
select a location on your hard drive.
3. Enter a file name and theme name for your theme.
4. If you want to use the theme to design reports on your current system, save to a location on your hard drive
and select Add the jar to the CLASSPATH to use the theme in the report designer.
5. Click OK. The chart theme is exported as a JAR.
Once you have uploaded a theme to JasperReports Server, you can use the repo: syntax in your reports
to specify this JAR as your chart theme. The theme can be used at the report or server level in
JasperReports Server. For more information, refer to the JasperReports Server Administrator Guide.
12.7 Working with Domains
This section describes functionality that can be restricted by the software license for JasperReports
Server. If you don’t see some of the options described in this section, your license may prohibit you from
using them. To find out what you're licensed to use, or to upgrade your license, contact Jaspersoft.
You can create reports based on Domains defined in JasperReports Server. Such reports use data adapters to load
data stored in the Domains. To create a Domain-based report, create a data adapter and design a report with its
data. Before you create these objects, you'll need a connection to the server.See 12.1, “Connecting to
JasperReports Server,” on page170.
To create a Domain-based report:
1. Click File >New >JasperReport. The New Report Wizard appears.
2. Select a template and click Next.
TIBCO Software Inc. 189

TIBCO Jaspersoft Studio User Guide
3. Select a location to save your report, enter its name, and click Next.
4. When prompted for a data adapter, select Domain JRS - Query Executor adapter.
5. Select a server connection. Ignore the notice that changing the server resets the query. As this is a new
report, there's no query yet.
6. Click Yes. The Domain drop-down is populated with a list of Domains defined on the server.
7. Click the Domain containing the data for your report. Ignore the notice that changing the Domain resets the
query. As this is a new report, there's no query yet.
8. Click Yes.
9. Select items in the Domain on the left-side of the dialog, and drag them to the right-side to create fields and
filters.
10. When you have the fields and filters you need for your report, click Next. You are prompted to select fields
for your dataset.
11. Select the fields to include, and click Next. You are prompted to define grouping in your dataset.
12. Select a field for grouping your data and click Next.
13. Click Finish to complete your report. The blank report appears in the Design tab. Use the Palette and
Outline to define your report as usual.
14. Click Preview to test your report. Jaspersoft Studio compiles your report; if it's successful your report is
filled and displayed.
15. Review your report, make any needed changes, and save it.
16. Click to publish your report. For more information, see 12.2, “Publishing a Report to JasperReports
Server,” on page174.
12.8 Understanding the repo: Syntax
In some cases, you may see the repo: syntax used to refer to a location in a JasperReports Server repository.
The repo: syntax can be used to refer to any type of resource, such as reports, images, data sources, and input
controls. The repo: syntax can be used in two ways:
•repo: used without a path – A resource of a report. This syntax is generated when a resource is selected
when a report is published to the repository. For example, if you upload an image as a resource of a report,
you might see JRXML like this:
<imageExpression class="java.lang.String">
<![CDATA["repo:AllAccounts_Res2"]]>
</imageExpression>
When you publish a report to JasperReports Server and upload your resources, Jaspersoft Studio updates the
JRXML in the published report to use the repo: syntax to refer to the uploaded resources in the repository.
•repo: used with a path – A resource saved somewhere in the repository. For example, to refer to an image
in the repository, you might see JRXML like this:
<imageExpression class="java.lang.String">
<![CDATA["repo:/Images/myimage.jpg"]]>
</imageExpression>
In a multi-organization deployment of JasperReports Server, the path used in a repo: expression is relative
to the organization of the current user. For example, if User1 in Organization_1 accesses the report,
190 TIBCO Software Inc.

Chapter 12 Accessing JasperReports Server from Jaspersoft Studio
JasperReports Server looks for myimage.jpg in the Images folder of Organization_1. If User2 in
Organization_2 accesses the report, JasperReports Server looks for myimage.jpg in Images folder of
Organization_2.
To set the location globally, use /root as the base of your repo: path. For example, to set the path to an
image in the Images folder in Organization1, use the following:
/root/Organizations/Organization_1/Images/myimage.jpg
12.9 Adding a Date/Time Stamp to Scheduled Output in JasperReports
Server
When you add a parameter named _ScheduledTime to a JRXML report design in Jaspersoft Studio, and then
schedule the report to run in JasperReports Server, the output includes a date/time stamp showing when the
report ran. The following procedure describes how to set up and use this parameter:
To display the date/time that the report ran:
1. Launch Jaspersoft Studio, and open an existing report.
2. In the Outline view, right-click Parameters, and select Create Parameter.
3. Rename the parameter _ScheduledTime.
The new parameter appears in the outline view.
Figure 12-18 _ScheduledTime Parameter in Outline View
TIBCO Software Inc. 191

TIBCO Jaspersoft Studio User Guide
4. Set the following parameter properties:
•Class = java.util.Date
•Is for Prompting = unchecked
Figure 12-19 _ScheduledTime Parameter Properties
5. Drag the _ScheduledTime element from the Outline View to a valid location, such as the Title Band, in
the Designer:
Figure 12-20 Report Design Includes the _ScheduledTime Parameter Element
6. Now you can set other properties, such as the text color of the date/time stamp. In Properties, check Blank
when Null to prevent the word null from appearing on the report when it runs unscheduled.
7. Compile the report, and upload it to JasperReports Server. For more information about uploading reports to
JasperReports Server, see “Accessing JasperReports Server from Jaspersoft Studio” on page169.
8. In the server, schedule the report to run immediately.
9. Open the output file.
192 TIBCO Software Inc.

Chapter 12 Accessing JasperReports Server from Jaspersoft Studio
Figure 12-21 Output Showing the Scheduled Time the Report Actually Ran
The date and time the report actually ran appears in the output, as well as the scheduled time. In the screenshot
above there was a 13-second delay between the scheduled start time and the actual run time.
TIBCO Software Inc. 193

TIBCO Jaspersoft Studio User Guide
194 TIBCO Software Inc.

CHAPTER 13 WORKING WITH TABLES
The Table component displays data coming from a secondary dataset. This powerful component can often make
subreports unnecessary.
The Table wizard allows you to create a complex table with a few clicks. Each table cell can be simple as a text
element or it can contain a set of report elements including nested tables, creating very sophisticated layouts.
This chapter contains the following sections:
•Creating a Table
•Editing a Table
•Table Structure
•Working with Columns
13.1 Creating a Table
To create a new table:
•To have Jaspersoft Studio autosize your table, drag the Table element from the Elements palette into any
band of the report.
•To manually set the size of the table when you insert it, click on the Table element , but do not drag.
The cursor changes to show that an element is selected. Click and drag in the report editing area to size
and place the element. When you size the table when you first insert it, the columns fill the whole table.
Once you have placed your table in your report, use the Table Wizard to choose a new or existing dataset for
your table.
TIBCO Software Inc. 195

TIBCO Jaspersoft Studio User Guide
Figure 13-1 Table Wizard - New Table
To create a new dataset for your table:
1. Select Create a Table from a new dataset and click Next. The Dataset window appears.
Figure 13-2 Table Wizard - Dataset
2. Name your dataset and select your option: Create new dataset from a connection or data source or
Create an empty dataset. For this example, choose the first option and click Next. You'll be prompted to
select a data source and design query.
196 TIBCO Software Inc.

Chapter 13 Working with Tables
Figure 13-3 Table Wizard - Dataset Datasource
3. Select a data source and enter an SQL query such as: select * from orders and click Next. You'll be
prompted to select dataset fields.
Figure 13-4 Table Wizard - Dataset Fields
4. Select the fields you want in your table and add them to the Fields list on the right. Then click Next.
You'll be prompted to select the fields to group by from among your chosen fields.
TIBCO Software Inc. 197

TIBCO Jaspersoft Studio User Guide
Figure 13-5 Table Wizard - Dataset > Group By
5. Select one or more fields to group by and move them to the Fields list on the right. Click Next. You'll be
prompted to select a connection.
Figure 13-6 Table Wizard - Connection
6. Select a data connection option. Your options are:
•Use the same connection used to fill the master report (the option used in this example)
•Use another connection (you'll provide a connection)
•Use an empty data source
•Use a JRDatasource expression (you'll enter a JRDatasource expression)
•Don't use any data source or connection
7. Click Next. You'll be prompted to choose the fields for produce table columns.
198 TIBCO Software Inc.

Chapter 13 Working with Tables
Figure 13-7 Table Wizard - Table Columns
8. Select one or more fields to for table columns and move them to the Fields list on the right. Click Next.
You'll be prompted to select a layout.
Figure 13-8 Table Wizard - Layout
9. Select the layout for your table, and click Finish. The table appears where you dragged the table element
in your report.
TIBCO Software Inc. 199

TIBCO Jaspersoft Studio User Guide
Figure 13-9 Report Containing a Table
To use an existing dataset when creating a table:
Creating a table using an existing dataset is largely the same as creating a table using a new dataset.
1. In the Dataset window of the Table Wizard, select Create a Table using an existing dataset.
2. Select a dataset from the drop-down.
Figure 13-10 Table Wizard - Dataset
3. Click Next. You'll be prompted to select the connection.
From this point the steps are the same as creating a table using a new dataset.
200 TIBCO Software Inc.

Chapter 13 Working with Tables
13.2 Editing a Table
13.2.1 Editing Table Properties
You can edit the following on the Tables tab in the Properties view:
•Name – Enter a name for the table; the name appears in the Outline view.
•Fit columns to table element – Select this to have the columns automatically stretch or shrink to fit the
table width.
•Resize the columns taking the space from the next one – Select this to configure the table so that
resizing a column by moving its border means one column grows wider and the other narrower.
13.2.2 Editing Table Styles
You can edit the look and feel of a table by choosing elements from the Table Styles tab. To create a style,
click the new style button . In the Table Wizard Layout window, you can select a style to add to your palette
or create a new style to save to your palette.
Figure 13-11 Table Styles Tab
To edit a style in the palette, double-click the style and edit it in the Layout window. You can save it either as
a new style or with the same name. To a edit table layout in the Design tab, right-click the table and choose
Change Table Style.
Figure 13-12 Change Table Style
You can also decide which table sections to create. If the dataset for the table contains groups, it can be
convenient to select the Add Group Headers and Add Group Footers check boxes.
To delete a style right click it in the Table Styles tab and choose Delete Style.
TIBCO Software Inc. 201

TIBCO Jaspersoft Studio User Guide
13.2.3 Editing Cell Contents
You can edit the content, style, and size of each cell or group of cells in your table.
•To edit table content, double-click your table. The table opens in a separate tab inside the Design tab for
your report.
Figure 13-13 Table Editing Tab
•To edit the content and style of a cell, click the cell. Switch to the Properties view where you can edit
location, size, color, style, and print details for the cell.
Figure 13-14 Cell with Properties View
•To edit the size and position of a cell, or copy or delete it, right-click on the cell and select an action from
the context menu.
202 TIBCO Software Inc.

Chapter 13 Working with Tables
Figure 13-15 Cell Right-Click Menu
•Use Shift-click to select all cells in a row.
•See “Working with Columns” on page206 for information about working with columns.
The following figure is the table created in “Creating a Table” on page195, after formatting and editing:
Figure 13-16 Formatted Table
13.2.4 Editing Table Data
You can edit the dataset used for the table by right-clicking the table and selecting Dataset and Query to
display the Dataset and Query Dialog.
TIBCO Software Inc. 203

TIBCO Jaspersoft Studio User Guide
Figure 13-17 Dataset and Query Dialog
Here you can set the dataset parameters to dynamically filter the data used in the table.
Suppose, for instance, you have a report that displays order details in a table, you can use a parameter in your
SQL query to specify the order ID to filter the order details.
Unlike charts and crosstabs, a table always requires a subdataset. Tables cannot use the main dataset.
13.2.5 Editing Table Source
You can also edit tables using the Source tab. In the source the tags are labeled as follows:
•Table: External border of the table.
•Table_TH: Table header background color and cell borders.
•Table_CH: Table column background.
•Table_TD: Detailed cell style. Table_TD can be nested to display alternating background color for the
detail rows.
13.3 Table Structure
Tables consist of cells and columns. This section provides more information about working with each of these
elements.
13.3.1 Table Elements
A table must have at least one column, but it can have any number. A set of columns can collected into a
column group with a heading that spans several all those columns.
204 TIBCO Software Inc.

Chapter 13 Working with Tables
Each table is divided into sections similar to the main document bands:
•Table header and footer - each printed only once.
•Column header and footer - repeated on each page the table spans. For column groups, the table can
display a group header and footer section for each group and for each column.
•Detail - repeated for each record of the table. Each column contains only one detail section, and the section
cannot span multiple columns.
Figure 13-18 Table Structure
In the Outline view, table sections are shown as child nodes of the table element node.
Figure 13-19 Table in Outline View
In the Design tab, each column has a cell for each section (for example, one cell for the table header section,
another for the table footer, etc.). A cell can be undefined. If all the cells of a section are undefined, the section
is not printed. If the height of all the cells of a section is zero, the section is printed but is not visible in the
Design tab.
13.3.2 Table Cells
A cell can contain any JasperReports element. When an element is dropped on a cell, Jaspersoft Studio
automatically arranges the element to fit the cell size. To change the arrangement of the elements, right-click the
cell (or element) and select an option from the context menu. Alternatively, you can insert a frame element in
the cell and add all the required elements in that frame.
You can delete a cell by right-clicking and choosing Delete cell. If the cell is the only defined cell in the
column, the entire column is removed. Similarly, if a cell is undefined, right-click it and select Add cell to
create the cell. An undefined cell is automatically created when the user drags an element into it (see “Working
with Columns” on page206).
Edit cell properties from the Properties tab:
•The Appearance sub-tab allows you to set location, size, color, style and print details.
TIBCO Software Inc. 205

TIBCO Jaspersoft Studio User Guide
•You can set cell padding as well as borders from the Properties > Borders tab.
•Cell height defines the vertical dimension of a cell. When its value is changed, the new dimension is
propagated to all the cells in the row.
13.4 Working with Columns
There are number of tools that can help you lay out the columns of a table.
13.4.1 Table Properties for Managing Columns
Use the following settings on the Table tab in Properties view to control column behavior:
•To expand the columns to fit the table width, select Fit columns to table element.
•To configure the table so that resizing a column by moving the border means one column grows wider and
the other narrower, select Resize the columns taking the space from the next one.
13.4.2 Working with Individual Columns
To edit individual columns, double-click your table. The table opens in a separate tab inside the Design tab for
your report. Here you can do the following:
•To edit cell content, double-click on the column and enter the new content in the editor. See 13.2.3,
“Editing Cell Contents,” on page202 for more information.
•To resize a cell, click on a cell with content to display its handles, then click and drag on any handle.
•To resize a column or row, click in an empty cell in the column. The selected row and column are outlined.
Drag the outline to resize.
•To add and delete columns, click in the column header or footer. The selected row and column are outlined.
Select an option from the action menu. By default, when Jaspersoft Studio adds a column to a table, the
new column inherits the properties of the other columns.
Figure 13-20 Column Context Menu
206 TIBCO Software Inc.

Chapter 13 Working with Tables
•Table cells are containers that can include other elements. To set a layout for the cell contents, click in the
column header or footer and select Arrange in Container from the action menu, then select a layout option.
See 4.2.4, “Positioning Elements in Containers,” on page41
•You can drag a column to any position, inside or outside a group. Move a column within the same section
by dragging the nodes that represent the columns in outline view.
13.4.3 Column Groups
A column is composed of a set of cells. If you create a column group, a column heading can span all columns in
the group. A column group can include other column groups.
Figure 13-21 Simple Column vs. Column Group
A column group acts as a single unit when you drag it. If you drag the last column out of a column group, the
column becomes a simple column and the remaining group cells are deleted.
When you create a column group, every column section gets a group heading, as shown in Figure 13-22, but
you can remove unnecessary headings. On the left of the figure there are two columns (most of the sections in
the columns have only one record; one section has two records). When the columns are grouped, each column
section gets a group heading, as shown in the center. However, most of the group headings are unnecessary, so
their heights have been set to zero to hide them, as shown on the right.
Figure 13-22 Group headings
TIBCO Software Inc. 207

TIBCO Jaspersoft Studio User Guide
208 TIBCO Software Inc.

CHAPTER 14 WORKING WITH CHARTS
The Chart element in the Palette view lets you easily add charts to your reports. In Jaspersoft Studio you can
render charts inside a report two different ways. You can use the data coming from the main dataset or use a
subdataset. This allows you to include many different charts in one document without using subreports.
When you generate a report, chart data is collected and stored within the chart's dataset.
The dataset types are:
•Pie
•Category
•Time period
•Time series
•XY
•XYZ
•High low
•Value
This chapter has the following sections:
•Creating a Simple Chart
•Setting Chart Properties
•Spider Charts
•Chart Themes
14.1 Creating a Simple Chart
This section shows you how to use the Chart tool to build a report containing a Pie 3D chart and explore chart
configuration.
To add a chart to a report:
1. Create a new report using the Sugar CRM data source.
2. Use this query to display the count of orders in different countries:
select COUNT(*) as orders, shipcountry from orders group by shipcountry
3. Drag the fields from the Outline to the Detail band to create a small table of values to display in the chart.
TIBCO Software Inc. 209

TIBCO Jaspersoft Studio User Guide
Figure 14-1 Initial Report Design
4. Expand the Summary band to 378 pixels.
Figure 14-2 Summary Band Properties
5. Drag the Chart tool from the Palette into the Summary band. The Chart Wizard opens.
210 TIBCO Software Inc.

Chapter 14 Working with Charts
Figure 14-3 Chart Wizard
6. Select the Pie 3D Chart and click Next.
7. Accept the default configuration and click Finish.
8. Expand the chart to fit the Summary band.
Figure 14-4 Chart in Summary Band
In the Design tab, the chart is a placeholder and doesn't display your data.
TIBCO Software Inc. 211

TIBCO Jaspersoft Studio User Guide
To configure a chart:
1. Double click the chart. The Chart Data Configuration window opens.
Figure 14-5 Chart Wizard - Chart Data Configuration
2. Select data to use in your chart.
The Chart Data tab shows the fields within the specified dataset. You'll find detailed descriptions of
field types and their functionality in the JasperReports Library Ultimate Guide.
3. Set 10 for Max slices to show For a chart of many slices, this field specifies the number to show. A chart
slice labeled Other contains the slices not shown.
4. On the Dataset tab, you can define the dataset within the context of the report.
You can use the Reset on controls to periodically reset the dataset. This is useful, for example, when
summarizing data relative to a special grouping. Use the Increment on control to specify the events that
trigger addition of new values to the dataset. By default, each record of the chart's dataset corresponds to a
value printed in the chart. You can change this behavior and force the engine to collect data at a specific
time (for instance, every time the end of a group is reached).
Set Reset on to Report since you don’t want the data to be reset, and leave Increment Type set to None
so that each record is appended to your dataset.
212 TIBCO Software Inc.

Chapter 14 Working with Charts
Figure 14-6 Dataset Tab
5. Also in the Chart Data Configuration dialog, enter an expression to associate with each value in the data
source. For a Pie 3D chart, three expressions can be entered: key,value, and label.
•Key expression identifies a slice of the chart. Each key expression must be a unique. Any repeated
key simply overwrites the duplicate key. A key can never be null.
•Value expression specifies the numeric value of the key.
•Label expression specifies the label of a pie chart slice. This is the key expression by default.
Next to each field, click the button. Enter the following:
Value:$F{orders}
Label:$F{shipcountry}
Key:$F{shipcountry}
6. Click Finish.
7. Save your report, and preview it to see the result.
Figure 14-7 Final Chart
In this chart, each slice represents a country and the shipping total for that country.
TIBCO Software Inc. 213

TIBCO Jaspersoft Studio User Guide
14.2 Setting Chart Properties
When you select a chart component in the Design tab, the Properties view shows Hyperlinks, Chart, and Chart
Plot tabs, in addition to the standard Appearance, Borders, and Advanced tabs.
Figure 14-8 Properties View
For more information about setting hyperlinks, see “Anchors, Bookmarks, and Hyperlinks” on page55.
JasperReports Server takes advantage of only a small portion of the capabilities of the JFreeChart library. To
customize a graph, you must write a class that implements the following interface:
net.sf.jasperreports.engine.JRChartCustomizer
The only method available from this interface is the following:
public void customize(JFreeChart chart, JRChart jasperChart);
It takes a JFreeChart object and a JRChart object as its arguments. The first object is used to actually produce
the image, while the second contains all the features you specify during the design phase that are relevant to the
customize method.
14.3 Spider Charts
Spider charts (or radar charts) are two-dimensional charts designed to plot series of values over multiple common
quantitative variables by providing an axis for each variable, arranged as spokes around a central point. The
values for adjacent variables in a single series are connected by lines. Frequently the shape created by these
lines is filled in with color.
In Jaspersoft Studio, spider charts are separate from the rest of the charts available in the Community Project,
because they're a separate component in JasperReports Library. But you use them just as other JFree Charts.
To create the report for the chart:
1. Open a new, blank report using a landscape template and the Sugar CRM database. Use the following
query:
select * from orders
Click Next.
2. Move all the fields into the right box. Click Next and Finish.
3. Delete all bands except Title and Summary.
214 TIBCO Software Inc.

Chapter 14 Working with Charts
4. Drag a Static Text element into the title bar, and name your report something like “Employee Orders by
Month and Country”.
5. Enlarge the Summary band to 350 pixels by changing the Height entry in the Band Properties view.
To create a spider chart:
1. Drag the Spider Chart element from the Palette into your report.
Figure 14-9 Spider Chart
2. Select the report in the Outline view, and in the Properties view, click the Edit query, filter, and sort
options button. The Dataset and Query dialog opens.
TIBCO Software Inc. 215

TIBCO Jaspersoft Studio User Guide
Figure 14-10 Increment Expression for Spider Chart
To filter your data in a Spider Chart, you must filter it in the Dataset and Query dialog.
3. To filter data for a more readable chart, click the Increment Expression tab and enter the expression
below with no manual line breaks, then click OK.
( $F{shipcountry}.startsWith("N") || $F{shipcountry}.startsWith("M") || $F
{shipcountry}.startsWith ("U") || $F{shipcountry}.startsWith ("I") ) || $F
{shipcountry}.startsWith("A") && ( $F{shipname}.startsWith( "M" ) || $F
{shipname}.startsWith( "A" ) || $F{shipname}.startsWith( "G" ) )
4. Double-click the chart to display the Chart Data Configuration dialog.
5. Click the Series button and create the series $F{employeeid}.
6. Click the Value button and create the value MONTH($F{orderdate}).
7. Click the Category button and create the category $F{shipcountry}.
8. Click Finish.
To customize the look of your chart:
1. Single-click your chart, and click the Properties tab.
2. Click the Legend category and select True in the Show Legend drop-down menu.
3. Use the Position drop-down, to move the legend to the left.
4. Drag a Static Text element just to the left and above the legend. Label the legend Employee Number.
5. Save your report. The Design tab should look like the following figure.
216 TIBCO Software Inc.

Chapter 14 Working with Charts
Figure 14-11 Spider Chart Design
6. Preview your report. It should look like the following:
Figure 14-12 Spider Chart Preview
TIBCO Software Inc. 217

TIBCO Jaspersoft Studio User Guide
14.4 Chart Themes
Chart themes give you full control over the style of your JFree charts. You can create a chart theme and use it in
multiple reports for a uniform look. And you can update that look for all those reports simply by updating the
chart theme. Jaspersoft Studio is the supported tool for creating JFree chart themes.
To create a JasperReports chart theme:
1. Select File > New > Other to open the Select a Wizard window.
2. Select the Chart Themes wizard and click Next to open the New Chart Theme Wizard.
3. Select a folder and enter a file name for your theme. The file extension must be .jrctx.
4. Click Finish. The Chart Theme Designer opens.
14.4.1 Using the Chart Theme Designer
In the Outline view, expand the Chart Theme list to view the subsections of a theme design.
Figure 14-13 Chart Theme Designer Outline View
•Chart: Set properties for borders, color, background, and padding.
•Title: Set properties for position, color, alignment, padding, and font.
•Subtitle: Set properties for subtitles. These can be set to INHERITED on the Advanced tab.
•Legend: Specify whether to show a legend and, if so, its configuration.
•Plot: Set properties for label rotation, foreground, orientation, colors, image alignment, padding, grid lines,
chart outline, series stroke and colors, and display and tick label fonts.
•Domain Axis: Set properties for elements along the domain axis.
•Range Axis: Set properties for elements along the range axis.
Your settings are applied to all chart types. If you want to see one of the chart types close up, click that chart.
Click the close up view to all charts.
14.4.2 Editing Chart Theme XML
You can see and edit the chart theme XML from the Source tab. However, the XML appears as one long line.
It is better paste it into a text editor for editing.
14.4.3 Creating a JasperReports Extension for a Chart Theme
To be used in a report, the .jrtx file must be exported to a JasperReports extension JAR file
218 TIBCO Software Inc.

Chapter 14 Working with Charts
To export the theme as a JAR:
1. On the Preview tab, click . The Save As window opens.
Figure 14-14 Save As JAR
2. Enter or select the parent folder, name the file, and name your theme. Click OK.
A dialog appears, indicating that the Chart Theme was generated.
14.4.4 Applying a Chart Theme
Add the theme to your class path to make it available in the list of themes.
TIBCO Software Inc. 219

TIBCO Jaspersoft Studio User Guide
220 TIBCO Software Inc.

CHAPTER 15 HTML5 CHARTS IN COMMERCIAL EDITIONS
All editions of Jaspersoft Studio include basic charting functionality in the form of JFree Charts. Commercial
editions provide more advanced HTML5 charts implemented through Highcharts.
Written in pure HTML5 and JavaScript, Highcharts offer sophisticated, interactive charts that animate
automatically. Jaspersoft Studio currently supports many of the charts available in the Highcharts library.
This section describes functionality that can be restricted by the software license for Jaspersoft Studio. If
you don’t see some of the options described in this section, your license may prohibit you from using
them. To find out what you're licensed to use, or to upgrade your license, contact Jaspersoft.
This chapter has the following sections:
•Overview of HTML5 Charts
•Simple HTML5 Charts
•Scatter Charts
•Dual-Axis, Multi-Axis, and Combination Charts
•Hyperlinks in HTML5 Charts
For details about charts implemented through JFreeCharts, see “Working with Charts” on page209.
15.1 Overview of HTML5 Charts
You can create interactive reports with HTML5 charts. And they're more attractive than the basic charts
available in Jaspersoft Studio. This section shows how to build a report containing a simple HTML5 chart and
how to change chart types and edit charts.
In Jaspersoft Studio HTML5 Charts work like Ad Hoc charts. Levels, for example, are the equivalent of what
you would use the Ad Hoc Slider to see. Other explanations include:
•Values: Static properties.
•Expressions: Dynamic properties.
•Categories: Rows. In a pie chart, the categories are the slices.
•Measures: The same as in Ad Hoc. In a pie chart, these are the size of the slice.
•Series Contributors: In the Design tab, these are defined at the measure level. In JRXML these are
defined as Series.
Before you add a chart to your report, consider the best way to display your data. The following table describes
the available chart types.
TIBCO Software Inc. 221

TIBCO Jaspersoft Studio User Guide
Icon Description
Column charts - Compare values displayed as columns
Column. Multiple measures of a group are depicted as individual columns.
Stacked Column. Multiple measures of a group are depicted as portions of a single
column whose size reflects the aggregate value of the group.
Percent Column. Multiple measures of a group are depicted as portions of a single
column of fixed size representing 100% of the amounts for a category. Used when you
have three or more data series and want to compare distributions within categories and
at the same time display the differences between categories.
Bar charts - Compare values displayed as bars
Bar. Graphically summarize and display categories of data to let users easily compare
amounts or values among categories.
Stacked Bar. Multiple measures of a group are depicted as portions of a single bar
whose size reflects the aggregate value of the group.
Percent Bar. Multiple measures of a group are depicted as portions of a single bar of
fixed size representing 100% of the amounts for a category. Used when you have three
or more data series and want to compare distributions within categories and at the
same time display the differences between categories.
Line charts - Compare values displayed as points connected by lines
Line. Displays data points connected with straight lines, typically to show trends.
Table 15-1 HTML5 Chart Types
222 TIBCO Software Inc.

Chapter 15 HTML5 Charts in Commercial Editions
Icon Description
Spline. Displays data points connected with a fitted curve. Allow you to take a limited
set of known data points and approximate intervening values.
Stacked Line. Displays series as a set of points connected by a line. Values are
represented on the y-axis and categories are displayed on the x-axis. Lines do not
overlap because they are cumulative at each point.
Stacked Spline. Displays series as a set of points connected with a fitted curve. Values
are represented on the y-axis and categories are displayed on the x-axis. Lines do not
overlap because they are cumulative at each point
Percent Line. A variation of a line chart in which each series adjoins but does not
overlap the preceding series.
Percent Spline. A variation of a spline chart in which each series adjoins but does not
overlap the preceding series.
Area charts - Compare values displayed as shaded areas. Compared to line charts, area charts
emphasize quantities rather than trends.
Area. Displays data points connected with a straight line and a color below the line;
groups are displayed as transparent overlays.
Stacked Area. Displays data points connected with a straight line and a solid color
below the line; groups are displayed as solid areas arranged vertically, one on top of
another.
Percent Area. Displays data points connected with a straight line and a solid color
below the line; groups are displayed as portions of an area of fixed sized, and arranged
vertically one on top of the another.
TIBCO Software Inc. 223

TIBCO Jaspersoft Studio User Guide
Icon Description
Area Spline. Displays data points connected with a fitted curve and a color below the
line; groups are displayed as transparent overlays.
Stacked Area Spline. Displays a series as a set of points connected by a smooth line
with the area below the line filled in. Values are represented on the y-axis and
categories are displayed on the x-axis. Areas do not overlap because they are
cumulative at each point.
Percent Area Spline. A variation of area spline charts that present values as trends for
percentages, totaling 100% for each category.
Pie charts - Compare values displayed as slices of a circular graph
Pie. Multiple items of a single group are displayed as sectors of a circle.
Dual-Level Pie. A variation of pie charts that present grouped values in two concentric
circles; the inner circle represents the coarsest grouping level in the data. In Jaspersoft
Studio, note these rules about data configuration for dual-level pie charts:
• Only one measure is displayed (the first)
• The last row level is rendered as the outer pie
• The next to last row level is rendered as the inner pie; if only one row level is
defined, the inner pie consists of a single section representing the total
Semi-Pie. Multiple measures of a group are displayed as sectors of a half-circle.
Scatter and Bubble Charts - Show the extent of correlation, if any, between the values of observed
quantities.
Scatter. Displays a single point for each point in a data series without connecting the
points.
224 TIBCO Software Inc.

Chapter 15 HTML5 Charts in Commercial Editions
Icon Description
Bubble. Compares the relationships between three measures displayed on the x-y
axis. The location and size of each bubble indicates the relative values of each data
point
Multi-Axis Charts - Compare trends in two or more data sets whose numeric range differ greatly.
Multi-Axis Column. A column chart with two series and two axis ranges.
Multi-Axis Line. A line chart with two series and two axis ranges.
Multi-Axis Spline. A spline chart with two series and two axis ranges.
Combination Charts - Display multiple data series in a single chart, combining the features of a area, bar,
column, or line charts.
Column Line. Combines the features of a column chart with a line chart.
Column Spline. Combines the features of a column chart with a spline chart.
Stacked Column Line. Combines the features of a stacked column chart with a line
chart.
TIBCO Software Inc. 225

TIBCO Jaspersoft Studio User Guide
Icon Description
Stacked Column Spline. Combines the features of a stacked column chart with a line
chart.
Time Series Charts - Illustrate data points at successive time intervals. Also called Fever Chart.
Time Series Area. Displays data points over time connected with a straight line and a
color below the line.
Time Series Area Spline. Displays data points over time connected with a fitted curve
and a color below the line.
Time Series Line. Displays data points over time connected with straight lines.
Time Series Spline. Displays data points over time connected with a fitted curve.
Spider Charts - Display data in line or data bars arranged on a circular spider web chart. Also called a
Radar Chart.
Spider Column. Plots one or more series over multiple common quantitative variables
by providing axes for each variable arranged as spokes around a central point. The
column variation of spider charts displays values as bars that extend out from the
central point towards the edges of the circular web. The bar's length indicates the
relative value.
Spider Line. Plots one or more series over multiple common quantitative variables by
providing axes for each variable arranged as spokes around a central point. The line
variation of spider charts displays values as points arranged around the circular web.
The data points are joined by a line. Each point's distance from the central point
indicates the relative value.
226 TIBCO Software Inc.

Chapter 15 HTML5 Charts in Commercial Editions
Icon Description
Spider Area. Plots one or more series over multiple common quantitative variables by
providing axes for each variable arranged as spokes around a central point. The area
variation of spider charts is similar to the line variation, but the shape defined by the
line that connects each series' points is filled with color.
Range Charts
Heat Map. Represents data in a matrix format, using color coding to show values.
Time Series Heat Map. Represents data across time in a heat map, using color coding
to show values.
Dual Measure Tree Map. Displays data as color-coded rectangles; the size of each
rectangle is proportional to the first measure and the color represents the second
measure.
Tree Map. Displays data as rectangles; the size of each rectangle is proportional to the
measure of the data it represents. The tree map displays nested rectangles when you
have more than one field; the parent rectangle represents the leftmost measure while
the nested rectangles represent the current level of aggregation. Click on a parent
rectangle to drill down to the nest rectangles
One Parent Tree Map. Displays data as nested rectangles; the size of each rectangle
is proportional to the measure of the data it represents. The nested rectangles
represent the current level of aggregation while the larger rectangle represents the
parent level in the hierarchy. Click on a parent rectangle to drill down to the nest
rectangles.
15.2 Simple HTML5 Charts
Before you add a chart, consider the best way to display your data. Available chart types are listed in Table 15-
1.
15.2.1 Creating an HTML5 chart
1. Create a new report using the SugarCRM data source in the JasperReports Server repository. See “Accessing
JasperReports Server from Jaspersoft Studio” on page169.
2. Start with the query:
select * from orders
TIBCO Software Inc. 227

TIBCO Jaspersoft Studio User Guide
3. Choose HTML5 Charts from the Components Pro section of the Palette, and drag it into your report.
Figure 15-1 Palette
4. Select a chart type based on the information you want to display. SeeTable 15-1 for help.
For this example, we'll choose Pie chart.
Figure 15-2 Chart Types
Your report now includes a sample chart. The Design tab doesn't display live data. After you configure your
data for use with an HTML5 chart, you can click Preview to see the chart with your data.
228 TIBCO Software Inc.

Chapter 15 HTML5 Charts in Commercial Editions
Figure 15-3 Pie Chart Example
5. Right-click the chart, and choose Edit Chart Properties. The Chart Properties dialog includes tabs for
configuring chart properties, chart data, and hyperlinks.
Figure 15-4 HTML5 Charts Properties > Chart Data > Configuration
6. Go to the Chart Data tab and click the Configuration tab.
7. Highlight Level1, and click Modify.
8. Name the Expression Country.
9. Click to open the Expression Editor and change the default to the shipcountry field. Click OK.
10. In the Values field, create a measure called Total Orders.
TIBCO Software Inc. 229

TIBCO Jaspersoft Studio User Guide
•The Label Expression should be “Total Orders”.
•The Calculation type is DistinctCount.
•In the Value Expression field, add the orderid field.
•The Value Class Name should be java.lang.Integer.
11. Click OK to close the Chart Properties dialog.
12. Save, then click the Preview tab to see your chart. To preview your chart in a web browser, choose
XHTML Preview from the Preview drop-down. HTML5 charts require XHTML for web preview.
Your HTML chart preview is interactive. Hover over a pie segment to see the exact number of orders.
15.2.2 Editing HTML5 Charts
Continue using the HTML5 pie chart from the previous example to complete the following tasks.
To edit the title of an HTML5 chart:
1. Right-click the chart and select Edit Chart properties.
2. Click the Chart Properties tab.
3. Click Title and enter Orders by Country in the text box. You can also customize alignment, color, and
font.
To filter the data in the chart:
1. Click the Chart Data tab, then click its Dataset tab.
2. By the Increment expression text box, click to open the Expression Editor.
3. Filter your data set by adding an Increment expression such as:
$F{SHIPCOUNTRY}.startsWith("A") ||
$F{SHIPCOUNTRY}.startsWith ("U") ||
$F{SHIPCOUNTRY}.startsWith ("I") ||
$F{SHIPCOUNTRY}.startsWith ("S")
4. Click Finish.
5. Save and click Preview again to view the edited chart.
Figure 15-5 Filtered Pie Chart
230 TIBCO Software Inc.

Chapter 15 HTML5 Charts in Commercial Editions
To change chart type:
Before beginning this task, make sure your data is appropriate for the new chart type.
1. Right-click your chart and choose Edit Chart properties.
2. In the lower-left section of the dialog box, click the Change Chart Type button to open the HTML5
Chart type selection window. This window provides some guidance about which dataset type is used by
each type of chart.
3. For this example, choose Bar and click OK.
Jaspersoft Studio discards data that's not right for the new chart type.
4. Click OK.
5. Save and preview your report. Because it was originally designed as a pie chart, there's no label for the Y-
values.
To add an additional measure to a bar chart:
Editing works similarly for all charts, depending on the type of data presented.
1. On the Design tab, right-click your chart and choose Edit Chart properties.
2. Click the Chart Data tab, then click its Configuration tab. Because this is now a bar chart, there are
sections to define Series Levels and additional measures.
3. In the Measures section, click Add. Enter the following information:
•Name:Average Freight
•Label Expression:“Average Freight”
•Calculation:Average
•Value Expression:$F{FREIGHT}
•Value Class Name:java.lang.Integer
Click OK and Close.
4. Save and Preview the chart. HTML charts are interactive.
To add a series to a bar chart:
1. On the Design tab, right-click your chart and choose Edit Chart properties.
2. Click the Chart Data tab, then click its Configuration tab.
3. In the Series Levels section, click Add. Enter the following information:
•Name:Year
•Expression:new java.text.SimpleDateFormat(“yyyy”).format( $F{ORDERDATE} )
•Value Class Name:java.lang.Comparable
•Order:Ascending
Click OK and Close.
4. Save and Preview your report. You see two measures per year, Total Orders and Average Freight, grouped
by Country.
TIBCO Software Inc. 231

TIBCO Jaspersoft Studio User Guide
Figure 15-6 Bar Chart with Second Measure and Series
15.2.3 Creating Hyperlinks
With HTML5 charts (Highcharts) functionality added to JasperReports, using hyperlinks in charts is similar to
using JFreeCharts (regular Charts) and Fusion charts (Charts Pro). You open the chart properties, select the
Hyperlink tab, and add your link.
Because HTML5 charts are so different from other chart types supported by Jaspersoft Studio, their chart
items (bars or pie section) support hyperlinks differently than other types of chart. This section gives some
basic steps for defining hyperlinks for HTML5 charts. For more detailed instructions, see 15.5.1, “
Creating Hyperlinks in HTML5 Charts,” on page241.
1. Right-click your bar chart and select Edit Chart properties.
2. Click the Chart Data tab, then click its Configuration tab.
3. In the Categories Levels section, double-click Country.
4. Click the Bucket Properties tab, and click Add.
5. In the Property name text entry box, enter url.
6. Click and add the following expression:
"http://www.ask.com/web?q=" + $F{SHIPCOUNTRY}
7. Click OK.
To add the hyperlink:
1. Back in the Chart Data tab, click its Configuration tab.
2. Double-click the measure Total Orders.
232 TIBCO Software Inc.

Chapter 15 HTML5 Charts in Commercial Editions
3. Click the Advanced Properties tab, then click the Hyperlink button. That provides a shortcut to the two
most important properties needed to create a hyperlink.
4. Double-click hyperlinkReference (SeriesItemHyperlink). The Edit property dialog opens with some
information filled in. You customize this information to the values you need.
5. Click the radio button for Use a bucket property value and enter Country.url.
6. Click OK.
7. Save and preview your report. In the HTML preview, click the bar for any country to open the Ask.com
page for that country.
To create hyperlinks that use expressions:
Bucket-level properties are the only place where you can create expressions to be used with your link. If
you're not using an expression, you must either use static values or reference a bucket level property.
1. Identify the series you want to use for your link.
2. Create a bucket property for that series. For example, if you are using a pie chart, the category bucket may
have a property called myUrl which contains your URL built with the category value.
This can be done in Edit Chart Properties > Chart Data > Configuration.
3. In the Categories Levels section, click Add.
4. Click the Bucket Properties tab, and click Add.
5. Create the myUrl property, then click OK.
6. Next, Identify the measure to which you need to add a link.
This can be done in Edit Chart Properties > Chart Data > Configuration.
7. In the Measures section, click select the measure you want to link to, and click Modify.
8. In the advanced properties of your measure click Hyperlink.
This creates a couple of properties. Edit them by assigning the proper value (again, you need to either use
static values or reference a bucket level property).
To add a ReportExecution hyperlink:
If you want a ReportExecution hyperlink, you need to rename one of the measure's advanced properties (see step
4 in the previous procedure) to _report and enter the corresponding value, and if you need to pass parameter
values you also need to add them as measure properties.
For more information about setting hyperlinks, see “Anchors, Bookmarks, and Hyperlinks” on page55.
15.2.4 Setting Advanced Options for HTML5 Charts
You can add or edit advanced options for HTML5 Charts using the Chart Properties dialog. This section shows
how to prevent users from changing chart types in reports you upload to JasperReports Server.
When you create an HTML5 chart in Jaspersoft Studio and upload it to JasperReports Server, users may see a
Canvas Options icon . Clicking this icon displays a Chart Types... option that allows the user to select a
different chart type. You can disable this option at any level – for the chart, for the report, or for this instance of
Jaspersoft Studio.
TIBCO Software Inc. 233

TIBCO Jaspersoft Studio User Guide
To disable this option for a chart:
1. Select the chart element in the Design or Outline view.
2. In the Properties view for the chart element, click the Advanced tab.
3. Expand the Misc section and click ... next to Edit Properties.
The Properties dialog opens.
4. Click Add to add a new property.
5. Enter the following information:
•Name:com.jaspersoft.jasperreports.highcharts.interactive
•Value:false
6. Click OK and then click Finish.
Like many advanced charting options, this option can be set at a higher level. If you set an option at multiple
levels, the lowest level is the one that is applied.
•To disable this option for a report, click on the report's root node in Outline view and make sure the
Properties view is displayed. In the Properties view, on the tab, select Advanced> Misc> Properties and
click ... to open the Properties Dialog. Enter the values shown above and click OK twice to apply the
setting.
•To disable this option Jaspersoft Studio, select Window> Preferences from the menu. In the Preferences
dialog box, select Properties and click Addto open the Properties Dialog. Enter the values shown above
and click OK twice to apply the setting.
You can also set this particular option in JasperReports Server. See the JasperReports Server Administrator
Guide for more information.
15.3 Scatter Charts
Scatter charts plot two or more data series as points. The charts are intended to show raw data distribution of the
series. The data is represented as follows:
1. The first data series is represented as the x values.
2. The second data series is represented as correlated y values.
3. Any additional data series are plotted as y values correlated to the x values provided by the first series.
As a result, a scatter chart always displays one less plot than the number of data series included.
Now let's create a scatter chart that shows maximum and average freight in each city for each year.
To create the report for the chart:
1. Open a new, blank report using the SugarCRM database and the query: select * from orders
Click Next.
2. Move all the fields into the right box. Click Next then Finish.
3. Delete all bands except for Title and Summary.
4. Enlarge the Summary band to 500 pixels by changing the Height entry in the Band Properties view.
To create the chart:
1. Give your report a title like “Maximum and Average Freight in Years for City”.
2. Drag the HTML5 Charts element into the summary band, and select Scatter.
3. In the Outline view, right click the chart element, and choose Edit chart properties.
234 TIBCO Software Inc.

Chapter 15 HTML5 Charts in Commercial Editions
Figure 15-7 Scatter Chart Properties
4. In HTML5 Chart Properties > Chart Data > Configuration create a Category with the following
information:
•Name:ShipCountry
•Expression:$F{SHIPCOUNTRY}
•Value Class Name:java.lang.String
•Order:Ascending
Click OK.
5. Create a second Category with the following:
•Name:ShipCity
•Expression:$F{SHIPCOUNTRY}
•Value Class Name:java.lang.String
•Order:Ascending
Click OK.
6. Create a Series with the following:
•Name:Orderdate Year
•Expression:YEAR($F{ORDERDATE})
•Value Class Name:java.lang.Integer
•Order:Ascending
Click OK.
TIBCO Software Inc. 235

TIBCO Jaspersoft Studio User Guide
7. Add a Measure for maximum freight:
•Name:Max Freight
•Label Expression:“Max Freight”
•Calculation:Highest
•Value Expression:${freight}
•Value Class Name:java.math.BigDecimal
Click OK.
8. Add a Measure for average freight:
•Name:Average Freight
•Label Expression:“Average Freight”
•Calculation:Average
•Value Expression:${freight}
•Value Class Name:java.math.BigDecimal
Click OK.
To change the position or layout of the legend:
Figure 15-8 Legend Properties
1. Open HTML5 Chart Properties and click the Chart Properties tab.
2. Highlight Legend.
3. Check the boxes for Show Legend and Floating Legend.
4. Use the drop-down menus to arrange the legend to appear in the top left by setting Offset X and Offset Y
to appear within the plot area.
Click OK.
236 TIBCO Software Inc.

Chapter 15 HTML5 Charts in Commercial Editions
To add a border to the chart:
1. Open HTML5 Chart Properties and click the Chart Properties tab.
2. Click the arrow next to Chart and highlight Borders and Plot Area.
3. Create a border for your chart by using the arrows next to Plot Border Width or by typing the number of
pixels.
4. Select a Border Color,Border Radius, and Border Width and click OK.
Figure 15-9 Border Properties
5. Save and preview your report.
Figure 15-10 Scatter Chart
TIBCO Software Inc. 237

TIBCO Jaspersoft Studio User Guide
15.4 Dual-Axis, Multi-Axis, and Combination Charts
Dual- and multi-axis charts are useful when you want to plot multiple chart types on the same chart or use two
different scales for each y-axis. This enables you to easily compare data items with very different scales.
Similarly, combination charts are used to display multiple data series in a single chart that combines the features
of two different charts.
In this example, we create a column spline chart that plots freight and orders per country, per year.
To create the report for the chart:
1. Open a new, blank report using the SugarCRM database and the following query:
select * from orders
Click Next.
2. Move all the fields into the right box. Click Next and Finish.
3. Delete all bands except for Title and Summary.
4. Enlarge the Summary band to 500 pixels by changing the Height entry in the Band Properties view.
To create the chart:
1. Drag the HTML5 Charts element into the summary band, and select ColumnSpline.
2. Right-click the chart and select Chart Properties > Chart Data > Configuration.
Figure 15-11 Configuration for Chart Data
3. Create a Category with the following:
•Name:Country
•Expression:$F{SHIPCOUNTRY}
238 TIBCO Software Inc.

Chapter 15 HTML5 Charts in Commercial Editions
•Value Class Name:java.lang.String
•Order:None
Click OK.
4. Create a Series with the following:
•Name:Year
•Expression:new java.text.SimpleDateFormat ("yyyy").format( $F{ORDERDATE} )
•Value Class Name:java.lang.Comparable
•Order:Ascending
Click OK.
5. Add a Measure for freight values:
•Name:Freight Values
•Label Expression:"Freight"
•Calculation:Count
•Value Expression:$F{FREIGHT}
•Value Class Name:java.lang.Integer
Do not click OK yet. The next step shows how to specify that this measure should be used for columns.
6. Go to Advanced Properties for the measure you just created and click Add to specify the series type.
Figure 15-12 Edit Advanced Properties for Freight Values
7. Enter the following values. The support constant values are column,line, and spline:
•Contributor:SeriesProperty
•Property Name:type
•Use Constant Value:column
Click OK, then click OK again.
8. Add a second Measure for orders:
•Name:Total Orders
TIBCO Software Inc. 239

TIBCO Jaspersoft Studio User Guide
•Label Expression:“Total Orders”
•Calculation:DistinctCount
•Value Expression:$F{ORDERID}
•Value Class Name:java.lang.Integer
Do not click OK yet. The next step shows how to specify that this measure should be used for the spline.
9. Go to Advanced Properties for the measure you just created and click Add to specify the series type
(available options are column,line, and spline):
•Contributor:SeriesProperty
•Property Name:type
•Use Constant Value:spline
Click OK, then click OK again.
10. To see fewer countries in your chart, select Edit Chart Properties > Chart Data > Dataset.
11. Add an Increment expression such as:
$F{SHIPCOUNTRY}.startsWith("A") ||
$F{SHIPCOUNTRY}.startsWith ("U") ||
$F{SHIPCOUNTRY}.startsWith ("I")
Click OK.
12. To change the position or layout of the legend:
Figure 15-13 Legend Properties
a. Go to Chart Properties > Chart Properties.
b. Click the down arrow next to Legend on the left.
c. Highlight Items.
d. Arrange the Items Layout to be Horizontal.
e. Click OK.
240 TIBCO Software Inc.

Chapter 15 HTML5 Charts in Commercial Editions
13. Save and preview your report. It should look like the following figure.
Figure 15-14 Column Spline Chart
15.5 Hyperlinks in HTML5 Charts
This section describes functionality that can be restricted by the software license for Jaspersoft Studio. If
you don’t see some of the options described in this section, your license may prohibit you from using
them. To find out what you're licensed to use, or to upgrade your license, contact Jaspersoft.
Hyperlinks in HTML 5 charts are created by a different process than that described in 4.9, “Anchors,
Bookmarks, and Hyperlinks,” on page55.
To follow a link in an HTML 5 chart, the user clicks a chart component that represents a measure. This
hyperlink is created by a specific extension to that chart component, which evaluates properties of the measure.
15.5.1 Creating Hyperlinks in HTML5 Charts
1. Create an empty report using the Sample DB data adapter and the query:
SELECT * FROM ORDER
2. Add an HTML5 Bar chart to the title band.
3. Double click the chart to access the chart configuration, click the Chart Data tab and select the
Configuration sub-tab to setup the multi-dimensional dataset.
4. Modify the Level 1 category by renaming it Country and setting the Expression to
$F{SHIPCOUNTRY}
5. Click OK.
TIBCO Software Inc. 241

TIBCO Jaspersoft Studio User Guide
Figure 15-15 Editing Categories in the Chart Data Configuration Window
6. On the Configuration tab of the Chart Properties dialog, select the default value in Measures and click
Modify.
7. Change the measure to count the number of orders as shown below:
Figure 15-16 Editing the Measure to Count Orders
8. Click OK twice.
At this point the chart is configured, run the report to test it.
242 TIBCO Software Inc.

Chapter 15 HTML5 Charts in Commercial Editions
Figure 15-17 Successful Test of the Example Report
Now, let's configure the hyperlink.
9. In design mode, double click the chart and again click the Chart Data tab and select the Configuration sub-
tab.
10. Select the measure # of orders for editing.
TIBCO Software Inc. 243

TIBCO Jaspersoft Studio User Guide
Figure 15-18 Editing the Number of Orders a Second Time
11. Click Advanced properties, then the Hyperlink button.
Jaspersoft Studio creates the hyperlink's basic property configuration: hyperlinkType,hyperlinkTarget,
and hyperlinkReference.
12. Double-click hyperlinkReference. You'll see the Edit property dialog, which defaults to a constant:
http://www.jaspersoft.com
Click OK.
Figure 15-19 Editing the Property Definition for hyperlinkReference
13. Preview your chart using the interactive report viewer to see that the columns are actually clickable and
point to http://www.jaspersoft.com
Figure 15-20 Previewing the Report
244 TIBCO Software Inc.

Chapter 15 HTML5 Charts in Commercial Editions
Property values can come from a static value, a bucket property value (explained in “Working with Bucket
Properties and Hidden Measures” on page245) or from the value of a measure (which lets us create values for
our hyperlink, like the URL,combined with using hidden measures, to create an interesting user experience).
15.5.2 Working with Bucket Properties and Hidden Measures
Bucket properties are user defined key/value pairs associated with a category or series level. The user can name
the property and define the value using an expression.
Figure 15-21 Defining Bucket Properties for HTML5 Chart Hyperlinking
Let's define a new property, called country_url, storing a link specific to the country (something like
http://en.wikipedia.org/wiki/Italy and use this link in our chart measure hyperlink definition so that, when a
user clicks on a column, the link of the country that the column references is opened.
TIBCO Software Inc. 245

TIBCO Jaspersoft Studio User Guide
1. Create a new bucket property for the Country category level and use the following settings:
•Property name: country_link
•Expression: “http://en.wikipedia.org/wiki/” + SF{SHIPCOUNTRY}
2. Open the configuration dialog of your measure, move to Advanced Properties, and double click the
HyperlinkReference property.
3. Set the Use a bucket property value to the newly created property:country_link.
Figure 15-22 Configuring Measure Properties to set the HyperlinkReference Value
4. Click OK.
5. Save the report and preview. Now, when you click a column, you should link to a Wikipedia page related
to our country.
Using bucket properties, you can create links connected to a dimension. In this case it was the Country
dimension (the Country category), but the same approach can be used to create a link related to series.
To make this example a little bit more useful, and to see how we can really use hyperlink information form
different dimensions, let'sadd an extra dimension called year, so the chart can display the number of orders
placed in a specific country in a specific year. Then we can create a hyperlink that contains both the country
and the year.
1. Add the new dimension by creating a new series level configured as shown below:
•Name: Year
•Expression: YEAR($F{ORDERDATE} )
246 TIBCO Software Inc.

Chapter 15 HTML5 Charts in Commercial Editions
Figure 15-23 Editing Series Level to Define Buckets
Now, for each country, the chart shows the number of orders split by year.
Figure 15-24 Bar Chart with Order Numbers Split by Year
Let's create a new measure to build our URL string. Measures are usually designed to hold numeric values, most
of the time the result of some aggregation function (in our example we show the count of orders). But a measure
can actually be anything; in our case it's a string built using an expression like the following:
•Name: URL Measure
•Hidden: true (it is very important to check the checkbox, because we are not going to display this
measure, it would not make sense as it's not numeric)
•Calculation: Nothing
•Value Expression: "http://en.wikipedia.org/wiki/" + $F{SHIPCOUNTRY} + "/" + YEAR($F
{ORDERDATE})
•Value Class Name: java.lang.String
TIBCO Software Inc. 247

TIBCO Jaspersoft Studio User Guide
Figure 15-25 Defining the URL to Open when the Measure is Clicked
The most important things to note are:
•the measure is marked as hidden
•the calculation type is set to Nothing
•the class of the measure is String (accordingly to what the expression produces)
The expression produces a String that represent a URL with a reference to both the country and the year of
the order.
Now, let's use this measure.
2. Open the # of orders measure to edit the hyperlinkReference and set the measure we just created as the
value.
248 TIBCO Software Inc.

Chapter 15 HTML5 Charts in Commercial Editions
Figure 15-26 Editing the hyperlinkReference to use a Measure Value
3. Save all and preview.
Now, each column, slice, bar, and column section in the stacked column chart points to the country and year the
object is representing.
15.5.3 Working with Report Units
Up to now we focused on creating links of type Reference. Now let's create a hyperlink to invoke a
JasperReports Server report, specifying which report, and setting values for its input controls. This mechanism
requires that the report showing the report is executed in JasperReports server, so it may be considered a way to
move from a report unit to another, realizing what is more generally called drill-down and drill-up (for example,
I may want to click a bar in a bar chart related to a country to run a report that shows more about this country,
or just details the number represented by the bar itself).
The execution of report units can be done by using hyperlink of type ReportExecution. This type requires to
define a hyperlink parameter called “_report”, which holds the location of the report unit inside the
JasperReports server repository.
Other hyperlink parameters can be defined to set values for input controls exposed by the report unit.
The next tutorial shows how to create a link to the report unit 04. Product Results by Store Type Report”,
located at /public/Samples/Reports/4_Product_Results_by_Store_Type_Report.
When executed, this report can be filtered by country, anyway, since this report unit does not expose through
input controls defined at report unit the country parameter, we cannot pass the country value we have.
1. Create a new report, following the steps described at the beginning of this chapter (when we created a static
link to http://www.jaspersoft.com)
TIBCO Software Inc. 249

TIBCO Jaspersoft Studio User Guide
2. Modify the # of orders measure by adding the following properties in the advanced properties tab:
a. hyperlinkType (contributor: SeriesItemHyperlink, Static value: ReportExecution)
b. hyperlinkTarget (contributor: SeriesItemHyperlink, Static value: Blank)
c. 3_report (contributor: SeriesItemHyperlink, Static value: /public/Samples/Reports/4_Product_Results_
by_Store_Type_Report)
3. Publish the report in JasperReports Server and preview it on the web. Click a bar column to open the report
units we defined in the previous step.
Note that there is no special syntax to define a parameter, just use as property name the name of the parameter,
and select the value (static, bucket or measure based).
The report unit 06. Profit Detail Report (/public/Samples/Reports/ProfitDetailReport) is a good candidate for this
test. It exposes the parameter ProductFamily, so by adding the ProductFamily hyperlink property, and by setting
it to a value like Drink, can pre-filter its results.
Figure 15-27 Measure Configuration for # of Orders
250 TIBCO Software Inc.

CHAPTER 16 WORKING WITH CROSSTABS
In contrast to a table or tabular report showing individual records, a crosstab shows aggregate data for two or
more variables in a tabular matrix.
You do not specify the individual row and column values for a crosstab at design time. Instead you specify
fields in your dataset, called row or column groups, and your crosstab displays a row or column for each unique
value of the field. This means the exact number of rows and columns remains undefined at design time and the
crosstab automatically updates to reflect your dataset. A crosstab must include at least one row and one column
group.
The cells in a crosstab show summary data for the corresponding row and column, based on a measure and a
summary function. The simplest crosstab is a frequency matrix, such as the following example, which shows the
count of pets (measure) by gender (column) and species (row).
Figure 16-1 Example of a simple crosstab
You can increase the complexity of a crosstab by adding more row or column groups, or by using another
summary function, such as sum, average, or percent. For example, the following crosstab shows the sum of the
monthly cost of food for each pet (measure) by gender (column) and group and species (rows). Note that when
there are multiple row or column groups in a crosstab, they are displayed hierarchically.
TIBCO Software Inc. 251

TIBCO Jaspersoft Studio User Guide
Figure 16-2 Example of a crosstab with multiple row groups and a sum
Crosstabs in JasperReports support row and column groups, totals and subtotals, and individual cell formatting.
Data to fill the crosstab can come from the main report dataset or from a subdataset.
This chapter has the following sections:
•Example of Creating a Crosstab
•Working with Crosstab Properties
•Using the Crosstab Editor
•Working with Crosstab Parameters
16.1 Example of Creating a Crosstab
When you add a Crosstab element to a report, Jaspersoft Studio displays the Crosstab Wizard automatically.
1. Create a new report:
a. Choose a blank template.
b. Select the Sample DB data adapter and click Next.
c. Enter the query select * from orders.
d. On the Fields page, select all fields and click Finish.
2. Because a crosstab summarizes information, you put it in the Summary or Title band. For this example,
delete all bands except the Title and Summary bands. This eliminates blank pages in the final report.
3. Drag the Crosstab tool into the Summary band. The Dataset page of the Crosstab wizard is displayed.
252 TIBCO Software Inc.

Chapter 16 Working with Crosstabs
Figure 16-3 Dataset page of the Crosstab wizard
4. For this example, make sure that Create a Crosstab using an existing dataset is selected, and select
[Main Dataset] from the drop-down menu.
5. Click Next. The Columns screen is displayed.
6. Enter one or more fields you want as column groups. For this example, choose the ORDERDATE field.
Figure 16-4 Defining column groups
TIBCO Software Inc. 253

TIBCO Jaspersoft Studio User Guide
7. Select the ORDERDATE field. Then click on the Unique value in the Calculation column and select Year
from the drop-down menu. This aggregates the orders by year.
When you have a time field in your crosstab, you can use the Unique aggregation function to group
records having the same value, or you can aggregate it any of the following ways:
• Using a time-based aggregation function (such as Year,Month,Week, or Day) when you define the
group
In this example, this is shown in the previous step.
• Using a dataset query when you create the crosstab.
In this example, in the first step of the wizard, you could create a dataset that uses a query that
returns the year, such as select ORDERDATE, SHIPVIA, SHIPPOSTALCODE, SHIPCOUNTRY,
SHIPPEDDATE, YEAR(SHIPPEDDATE) as SHIPPEDYEAR from orders
• Manually editing the element expression in the crosstab editor after the crosstab has been created, as
described in , “Editing the expression of a group,” on page259.
In this example, you could change the column element expression from $F{SHIPPEDDATE} to
YEAR($F{SHIPPEDDATE}).
8. Click Next. The Rows screen is displayed.
9. Enter one or more fields you want as row groups. For this example, choose SHIPCOUNTRY and
SHIPPOSTALCODE.
Figure 16-5 Defining row groups
10. Make sure that the fields appear in the order you want them in the crosstab. For this example, ensure that
SHIPCOUNTRY appears first in the list by selecting it and clicking Up.
Grouping by SHIPCOUNTRY and then SHIPPOSTALCODE results in each row in the crosstab referring to a
specific country, with subgroups by postal code within the country. Unlike in the main report,
254 TIBCO Software Inc.

Chapter 16 Working with Crosstabs
JasperReports will sort the data for you, although you can disable this function to speed up the fill process
if your data is already sorted.
11. Click Next. The Measures screen is displayed.
12. Enter one or more fields you want as measures. For this example, choose ORDERID.
Measures define the detail data in the crosstab; normally, this is the result of an aggregation function like
the count of orders by country by year, or the sum of freight for the same combination (country/ year). By
default, the aggregate function is Count, which is what we want for this example. To change the aggregate
function, you would select ORDERID, click on Count, and select a different value from the drop-down menu.
Figure 16-6 Defining measures
13. Click Next. The Layout page is displayed.
14. Set options for the crosstab layout. You can indicate whether you want to see grid lines, use color set to
distinguish totals, headers, and detail cells, and whether to total the rows and columns.
For this example, select the Burleywood color scheme.
TIBCO Software Inc. 255

TIBCO Jaspersoft Studio User Guide
Figure 16-7 Choosing layout options
15. Click Finish.
The crosstab is created and added to your report.
Figure 16-8 Crosstab in Design view
16. Select the crosstab to display a border with handles. Drag the right-hand handle of the crosstab to the right
margin of the report.
17. Preview your report. You see a crosstab. The row and column headers are the values of the fields you
selected for the rows and columns. For each row and column, the value is the number of orders for that year
and postal code.
256 TIBCO Software Inc.

Chapter 16 Working with Crosstabs
Figure 16-9 Preview of the crosstab
16.2 Working with Crosstab Properties
To view or edit crosstab properties, select the crosstab node in the outline view. The properties are displayed in
the properties view.
Expressions for elements in a crosstab, such as print-when expressions and text field expressions, can only
contain measures. In this context, you cannot use fields, variables, or parameters directly; you always have to
use a measure.
You can edit the following crosstab-specific properties on the Crosstab tab in the properties view:
•Repeat Column Headers – When selected, the column headers are printed on every page when the
crosstab spans additional pages.
•Repeat Row Headers – When selected, the row headers are printed on every page when the crosstab
spans additional pages.
•Column Break Offset – Specifies the vertical space between sections of a crosstab when the crosstab
exceeds the page width and two sections appear on the same page.
TIBCO Software Inc. 257

TIBCO Jaspersoft Studio User Guide
Figure 16-10 Column break offset
16.3 Using the Crosstab Editor
You can edit the fields, expressions, and layout of the crosstab in the crosstab editor. Like the report editor, the
crosstab editor has a design view and an outline view. Using the crosstab editor you can:
•Resize rows and columns and format individual cells
•Add and delete row and column groups and edit group properties
•Add, delete, and edit measures
•Edit crosstab totals
To open the crosstab editor:
1. Double-click on the crosstab node in Outline view for the main report.
OR
2. Double-click on the crosstab in Design view for the main report.
When the crosstab editor is selected, a crosstab element appears in outline view. This crosstab element shows
the whole crosstab structure, including the crosstab parameters and the row and column groups, measures, and
cells.
16.3.1 Formatting Columns, Rows, and Cells
Manually resizing a row or column:
1. Open the crosstab editor.
2. Shift-click in the header of the row or column you want to change.
The row and column you selected are outlined.
258 TIBCO Software Inc.

Chapter 16 Working with Crosstabs
Figure 16-11 Row and column selected in crosstab editor
3. Drag an outline to resize the row or column. Make sure that the cells are large enough to completely
contain their content when you run the report.
16.3.1.1 Working with Cells
Each intersection between a row and a column defines a cell. Crosstabs have header cells, total cells, detail
cells, and (optional) when-no-data cells. Each cell can contain one or more elements that do not use a dataset,
such as text fields, static text, rectangles, and images. Cells can’t contain subreports, charts, or another crosstab.
Changing cell borders:
1. Open the crosstab editor and select the cell in editor or in outline view.
2. Edit the cell borders on the Borders tab of the property view.
16.3.2 Editing Row or Column Group Properties
You can edit the following properties for a row or column group:
•Name – Name of the group. Renaming a group using the Properties dialog renames it everywhere the group
is used.
•Total Position – Location of the row or column that shows subtotals. Values are None, Start, End
(default).
•Order – Order of the values in the group (Ascending or Descending).
•Order By Expression – Optional expression to use for ordering the values.
•Comparator Expression – Optional instance of java.util.Comparator to use for ordering the values.
If no expression is present, the default ordering for the data type is used (for example, numeric or alphabetic
ordering). Expression – Bucket expression used to group the rows or columns. The default is to group by
field value, for example, $F{SHIPPOSTALCODE}.
•Value Class Name – Field type.
Editing the expression of a group:
The following example shows how to edit the sample crosstab to group by the first letter or digit of the postal
code:
1. Double-click the crosstab to open the crosstab editor.
TIBCO Software Inc. 259

TIBCO Jaspersoft Studio User Guide
2. In Outline view, select the group you want to edit. For this example, select Crosstab> RowGroups>
SHIPPOSTALCODE1.
Figure 16-12 Outline tree view – crosstab details in the crosstab editor
3. In Properties view, select the Cell tab.
4. Change the expression in the Expression entry bar to $F{SHIPPOSTALCODE}.substring(0,1).
Figure 16-13 Properties for SHIPPOSTALCODE1
When you preview the crosstab, the second row group is now bucketed by the first character of the postal code.
260 TIBCO Software Inc.

Chapter 16 Working with Crosstabs
Figure 16-14 Crosstab after expression has been edited
16.3.3 Adding and Deleting Row and Column Groups
A crosstab must have at least one row group and one column group. It is easiest to add all the rows and
columns you want when you create the crosstab with the Crosstab Wizard. However, if necessary, you can add a
row or column group manually.
The following example shows how to add a row group, SHIPREGION, to the example crosstab. Adding a column
is similar.
Example of adding a row group:
1. Double-click on the crosstab to open the crosstab editor.
2. In outline view, double-click the Crosstab node to expand it.
3. Right-click the Row Groups node and select Create Row Group from the context menu.
Figure 16-15 Adding a row group
TIBCO Software Inc. 261

TIBCO Jaspersoft Studio User Guide
The Group Band dialog is displayed.
4. Enter the information for your group in the Group Band dialog. For this example:
a. Enter SHIPREGION1 for the Group Name.
b. Select Create Group from a report object and select SHIPREGION.
c. Click Finish.
The new group is added to the crosstab as the innermost row group.
Figure 16-16 Group Band dialog
5. To set the value class of the group, select the top-level node of the new SHIPREGION group in outline
view of the crosstab editor. Then, in the Cell tab of the properties view, enter the following value:
•Value Class Name –java.lang.String
262 TIBCO Software Inc.

Chapter 16 Working with Crosstabs
Figure 16-17 Setting Value Class Name of a row group
6. Change the order of the groups by selecting the top-level node of SHIPREGION in outline view and
dragging it above SHIPPOSTALCODE.
7. Preview the report.
Deleting a row or column group:
1. Double-click on the crosstab to open the crosstab editor.
2. In outline view, double-click the Crosstab node to expand it.
3. Double-click the Row or Column Groups node to expand it.
4. Right-click on the row or column group you want to delete and select Delete from the menu.
16.3.4 Working with Measures
A measure in a crosstab is a object, similar to a variable, that appears in an individual cell. It is the result of a
calculation performed on the values for each row and column group that intersect in a cell.
A crosstab can have multiple measures. If you add multiple measures when you first create a crosstab, each
measure shows up under the Measure node in the outline view of the crosstab editor. You can also add measures
after the crosstab has been created by dragging a text field into a measure cell in your crosstab and setting an
expression. In this case, the measure is only visible in the Detail node of the outline view. For an example of
adding a measure and setting its expression, see 16.3.4.3, “Adding a Measure as a Text Field,” on page265.
Expressions for elements in a crosstab, such as print-when expressions and text field expressions, can
only contain measures. In this context, you cannot use fields, variables, or parameters directly; you
always have to use a measure.
TIBCO Software Inc. 263

TIBCO Jaspersoft Studio User Guide
16.3.4.1 Measure Properties
The following properties are available for measures that you added when you first created the crosstab:
•Name – Name of the measure.
•Calculation – Calculation to use for the measure. See 7.3.2, “Calculation Function,” on page89 for more
information.
•Percentage of Type – Set this to Grand Total to display your measure as a percentage of the grand total.
•Value Expression – Expression to use for calculating the measure. To edit this expression, click .
•Value Class – Java class to use for the expression.
•Incrementer Factory Class Name – Optional custom Incrementer class. Use this to implement your
own calculation if the available calculation types are not sufficient. Class must be instantiated via a factory
that implements the net.sf.jasperreports.engine.fil.JRIncrementerFactory interface .
•Percentage Calculation Class Name – Optional custom calculator class to perform the percentage
calculation. Must use the net.sf.jasperreports.crosstabs.fill.JRPercentageCalculator
interface.
To display measure properties:
1. Double-click the crosstab to open the crosstab editor.
2. Expand the Crosstab node in outline view.
3. Expand the Measures node.
4. Right-click the measure you want and select Show Properties from the menu.
16.3.4.2 Understanding Crosstab Total Variables
When you have multiple row or column groups, you can use crosstab total variables to combine data at different
aggregation levels (for example, to calculate a percentage). The following built-in variables are available:
•<Measure>_<Column Group>_ALL: The total of all the entries in the specified column group and the
current row.
•<Measure>_<Row Group>_ALL: The total of all the entries in the specified row group and the current
column.
•<Measure>_<Row Group>_<Column Group>_ALL: The combined total of all the entries in the specified
row and column groups.
You can also select these variables from the expression editor for the Expression field on the Text Field tab of
the Properties view for a measure.
264 TIBCO Software Inc.

Chapter 16 Working with Crosstabs
Figure 16-18 Total variables in the expression editor
16.3.4.3 Adding a Measure as a Text Field
This example shows how to add a measure to an existing crosstab using a text field. This example uses crosstab
total variables to calculate a percentage. However, measures added as text fields do not have measure properties
such as a calculation or an incrementer calculation class.
Adding a measure:
1. Create a new report:
a. Choose a blank template.
b. Select the Sample DB data adapter and click Next.
c. Enter the query select * from orders and click Next.
d. On the Fields page, select all fields and click Finish.
2. Delete all bands except the Summary band. This eliminates blank pages in the final report.
3. Add a crosstab to the Summary band with the following settings:
a. Dataset – [Main Dataset].
b. Column group – ORDERDATE; select Year from the drop-down menu in the Calculation column.
c. Row group – SHIPCOUNTRY.
d. Measure – ORDERID.
4. In design view for the report, double-click on the crosstab to open the crosstab editor.
TIBCO Software Inc. 265

TIBCO Jaspersoft Studio User Guide
5. Shift-click in the second row and drag to expand the row height.
6. Drag a text field into the intersection of the first row and column.
The text field is added to the column.
Figure 16-19 Adding a text field to an existing measure
Setting the measure expression:
7. Select the text field you added.
8. Select the Text Field tab in Properties view.
Figure 16-20 Text field properties after setting the expression
9. Click to the right of the Expression field to open the expression editor.
10. Add a formula to calculate the following percentage:
(Number of orders placed in this country and in this year) / (All orders placed in this country)
For Java, use the following expression:
new Double(
$V{ORDERID_MEASURE1}.doubleValue()
/
$V{ORDERID_MEASURE1_ORDERDATE1_ALL}.doubleValue()
)
For Groovy, use the following expression:
266 TIBCO Software Inc.

Chapter 16 Working with Crosstabs
(double)$V{ORDERID_MEASURE1} / (double)$V{ORDERID_MEASURE1_ORDERDATE1_ALL}
A percentage must be treated as a floating-point number. For this reason, extract the double-scalar
values from ORDERID_MEASURE1 and ORDERID_MEASURE1_ORDERDATE1_ALL objects even if they are
objects of class-type Integer.
11. Click Finish to close the expression editor.
12. Enter #,##0.00% in the Pattern field to format the result as a percentage.
13. Click Preview to run the report.
Figure 16-21 The final report with percentages included
16.4 Working with Crosstab Parameters
Crosstab parameters let you pass dynamic values from the main report to the crosstab as crosstab parameters.
They can be used in the expressions of elements displayed in the crosstab. Crosstab parameters are defined and
managed using outline view in the crosstab editor.
Crosstab parameters are designed to be used in crosstab elements. They are not the same as the
dataset parameters that are used in expressions, in the crosstab context, to filter a query and calculate
values.
To add a crosstab parameter:
1. Double-click your crosstab in design view to open the crosstab editor.
2. In outline view, right-click the Parameters node in the Crosstab element and select Create Parameter.
3. To set the value of the crosstab parameter, double-click the parameter to open the expression editor. Create
an expression for your parameter and click OK.
You can use a map to set the value of the declared crosstab parameters at run time. In this case, you’ll need to
provide a valid parameters map expression in the crosstab properties.
TIBCO Software Inc. 267

TIBCO Jaspersoft Studio User Guide
268 TIBCO Software Inc.

CHAPTER 17 WORKING WITH THE MAP COMPONENT
The Map element in the Palette view lets you add Google Maps to your reports. You can set the center, zoom,
and scale for your map, as well as markers and paths. The Properties view for a map element has tabs to control
appearance and map properties, set authentication for Google business license, and create markers and paths.
To add a Map component to your report:
1. Drag the Map component from the Palette to your report. Usually, you want to add the map to a
component that is included only once, such as the Title band or Summary band.
This topic contains the following sections:
•Working with Map Properties
•Viewing Authentication Properties
•Working with Markers
•Working with Paths
•Properties for Markers and Paths
17.1 Working with Map Properties
The Map tab in the Properties view lets you set the basic properties for the map:
1. Select a map component in your report and click Map in the Properties view.
TIBCO Software Inc. 269

TIBCO Jaspersoft Studio User Guide
Figure 17-1 Map tab in Map Properties
You can set the following map properties using the Map tab:
•Map Preview – Opens a Google Maps window. This window supports standard Google Maps
functionality, such as dragging, zooming, and switching between Map and Satellite views.
Figure 17-2 Setting a map location
270 TIBCO Software Inc.

Chapter 17 Working With the Map Component
Changes to this window are reflected in the map in your report. In addition, you can change the map's
center in any of the following ways. When you close the preview, the map is automatically centered at the
selected location:
•Address – Enter an address in the entry bar to center the map at that location.
•Latitude and Longitude – Enter a latitude and longitude to center your map at that location.
•Double-click – Double-click anywhere on the map to center it at that location.
•Map Type – The Google Maps view. Options are: roadmap, satellite, terrain, and hybrid.
•Latitude – The latitude of the map center. You can type directly in the entry bar, or click to enter an
expression.
•Longitude – The longitude of the map center. You can type directly in the entry bar, or click to enter
an expression.
•Address – A String representing the address of the center. You can type directly in the entry bar, or click
to enter an expression. Must be enclosed in quotes, for example, "350 Rhode Island Ave., San Francisco,
CA".
•Zoom – Integer representing the Google Maps zoom level. You can type directly in the entry bar, or click
to enter an expression.
•Language – String that sets the in-map language. You can type directly in the entry bar, or click to
enter an expression. Must be enclosed in quotes, for example, "ru-RU". See the Google Maps documentation
for more information.
•Map Scale – Sets the size of the scale bar at the bottom of the map.
•Evaluation Time – Drop-down that lets you set the evaluation time of the map. See 7.3.1, “Evaluation
Time,” on page88 for more information.
•Image Type – Drop-down that lets you set the image type to use when the map is embedded in your
report.
•On Error Type – Drop-down that lets you set the type of message to display when there is an error with
the map.
17.2 Viewing Authentication Properties
If you want to use a Google Maps key or business client license, we recommend that you configure these as
global Jaspersoft Studio properties. You can view the status of your Google Maps license information on the
Authentication tab.
TIBCO Software Inc. 271

TIBCO Jaspersoft Studio User Guide
Figure 17-3 Authentication tab in Properties view for a map component
To configure your Google Maps license and/or version information:
1. Select Window> Preferences to open the Preferences dialog box.
2. Navigate to Jaspersoft Studio> Properties.
3. To configure a property, click Add to open the Properties dialog, enter the name of the property and the
property's value, then click OK. You can configure the following Google Maps APIs properties. See the
JasperReports Library configuration reference for more information on each property:
•net.sf.jasperreports.components.map.client.id – Specifies the client ID for Google Maps API
for Business. If set, it takes precedence over the API key property. Usually works along with the
signature property for signed URLs.
•net.sf.jasperreports.components.map.key – Specifies the Google Maps API key.
•net.sf.jasperreports.components.map.signature – Specifies the encrypted client signature for
signed request URLs.
•net.sf.jasperreports.components.map.version – Indicates which version of the Google Maps
API should be loaded.
4. When you have specified all your properties, click OK to exit the Preferences dialog box.
Setting the property globally sets the properties when the report is run inside Jaspersoft Studio. If you are
publishing your reports to another environment, you must enable these properties in the
jasperreports.properties file in your environment.
17.3 Working with Markers
A marker identifies a location on a map. You can create markers manually, either using a fixed location that is
known when the report is created, or using an expression based on report data. You can also define markers
based on a dataset. A single map can include both manual markers and markers from one or more datasets. This
section describes:
•Marker Properties
•Adding Markers Manually
•Adding Markers Using the Map
•Adding Markers Using a Dataset
272 TIBCO Software Inc.

Chapter 17 Working With the Map Component
•Modifying Markers
17.3.1 Marker Properties
You can set properties for each marker. The marker properties available are a subset of Google Maps' properties.
See Table 17-5, “Marker and Path Properties,” on page285 for more information.
17.3.2 Adding Markers Manually
Manually-added markers can be used for a fixed address or location that is known when the report is created.
You can also use an expression, for example to set a location based on a parameter value. This method only
displays as many markers as you explicitly create.
To manually define a marker:
1. Open or create a report and add a map component. Make sure to set the map's center to a location near your
marker. For this example, use the following coordinates:
Latitude – 37.7656842
Longitude – -122.403
2. With the map component selected, click the Markers tab in the Properties view.
Table 17-1 Markers tab with one marker
3. To specify the marker properties, click Add in the Markers tab.
The Markers dialog box opens.
4. To enter an individual marker, select the Markers tab and click Add again.
The Marker dialog box opens.
TIBCO Software Inc. 273

TIBCO Jaspersoft Studio User Guide
Figure 17-4 Defining a static marker
5. Specify a location for your marker. You can do this by entering latitude and longitude, entering an address,
or defining markers on the map preview:
•Latitude and Longitude – Enter the latitude and longitude coordinates for your marker. You can type
directly in the entry bar, or click to enter an expression. For this example, enter the following
values:
•Latitude – 37.833
•Longitude – -122.4167
•Address – The address is used only if Latitude and Longitude are blank. You can type directly in the
entry bar, or click to enter an expression.
6. (Optional) Set the title for your marker, if any.
7. (Optional) To have a new browser window or tab open with related information when a user clicks on the
marker, enter the URL and select the Target type.
8. (Optional) Set your icon type (default or custom) and icon properties:
•If you are using the default marker, you can set additional properties, such as color, label, etc. These
properties are not available for a custom icon. This example uses the color 00CCFF and the label J.
Figure 17-5 Setting color and label for a marker
•To use a marker icon other than the default, click Custom Icon to specify a URL that points to the
image to use. Currently, we don't support loading an image directly from the repository or as a resource
local to the report. Instead, the JavaScript API loads the icon from the URL. Then set additional
optional properties for your marker, such as icon height, width, origin, and anchor.
9. Click OK to return to the Markers dialog box.
10. To create additional markers, click Add, enter the marker properties, then click OK to return to the Markers
dialog box.
11. Click OK to create your markers.
12. Once you have defined your markers, preview your report in HTML. For the example, select the Empty
Data Set for your preview.
274 TIBCO Software Inc.

Chapter 17 Working With the Map Component
Figure 17-6 A map with a marker
17.3.3 Adding Markers Using the Map
You can also add markers using the map preview. This only supports a fixed address or location that is known
when the report is created.
To manually define a marker using the map:
1. Open or create a report and add a map component. Make sure to set the map's center to a location near your
marker. For this example, use the following coordinates:
Latitude – 37.7656842
Longitude – -122.403
2. With the map component selected, click the Markers tab in the Properties view.
TIBCO Software Inc. 275

TIBCO Jaspersoft Studio User Guide
Table 17-2 Markers tab with one marker
3. To specify the marker properties, click Add in the Markers tab.
The Markers dialog box opens.
4. To enter an individual marker, select the Map tab. You can perform the following tasks:
•To create a marker by selecting a location on the map, right-click on the location you want and select
Add marker.
•To delete one or more markers, select the marker(s) in the panel at the right and press Delete, or right-
click on the marker and select Delete.
•To edit a marker's location, double-click on the marker to open the Marker dialog box.
17.3.4 Adding Markers Using a Dataset
The steps above define a fixed number of markers. You can also dynamically define the markers based on
locations defined in your report's data or another dataset. A single map can include both manual markers and
markers from one or more datasets.
17.3.4.1 Sample Data
In this example, we'll use a CSV file containing the following data for San Francisco landmarks. This file
includes data used by markers and paths.
landmark, latitude, longitude, path, style
Fisherman's Wharf, 37.8085636, -122.409714, path1, style1
Golden Gate Bridge, , , path1, style1
Cliff House, 37.778485, -122.513963, path1, style1
Stern Grove, 37.7358667, -122.4771518, path1, style1
Stern Grove, 37.7358667, -122.4771518, path2, style2
Golden Gate Park, , , path2, style2
Union Square, 37.788527, -122.407235, path2, style2
"Willie Mays Plaza, San Francisco, CA", 37.778595, -122.38927, path1, style1
Twin Peaks, 37.7544066, -122.4476845, path2, style2
Table 17-3 Sample CSV Data for Markers and Paths
276 TIBCO Software Inc.

Chapter 17 Working With the Map Component
Define the San Francisco data adapter:
1. Create a data file with the path data you want. For this example, create a CSV file with the data provided
above. Make sure to include a blank line at the end of the file.
2. Click on the main toolbar. When prompted, navigate to the same folder as your report.
3. Name the file SFDataAdapter.xml and click Next.
4. Select CSV File as the data adapter type and click Next. The CSV File dialog opens.
Figure 17-7 Creating a sample data adapter for markers and paths
5. Name your adapter, for example, SF Landmarks Data Adapter.
6. Click File and select the CSV file you created.
TIBCO Software Inc. 277

TIBCO Jaspersoft Studio User Guide
7. Click Get column names from the first row of the file.
8. Select Skip the first line.
9. Click Finish to create the adapter.
Create a dataset in your report:
1. Right-click the root node of the report in the outline view and select Create Dataset.
2. Name the dataset SFLandmarksDataset, make sure Create new dataset from a connection or Data
Source is selected, and click Next.
3. Select the SFDataAdapter.xml data adapter and click Next.
4. Click >> to select all fields and click Finish.
The dataset is created in your report.
5. Click on the SFLandmarksDataset in outline view.
6. In the Properties view, enter SFDataAdapter.xml in the Default Data Adapter entry box. Setting the
default data adapter lets you use a different dataset from the one used in the main report. See 10.2.3,
“Default Data Adapter ,” on page123 for more information.
Figure 17-8 Setting the default data adapter for a dataset
17.3.4.2 Using the dataset to set markers
1. Add a map component to the report, or select an existing map in the Design tab.
2. If you have not set the map center or zoom level, do so. For this example, click the Map tab in the
Properties view, and use the map preview to select "San Francisco, CA" as the center. Then enter 11 in the
Zoom field.
3. Click the Markers tab in the Properties view.
4. Click Add to open the Markers dialog box.
278 TIBCO Software Inc.

Chapter 17 Working With the Map Component
5. Select the Dataset tab and select Use Dataset.
6. In the Dataset Run section, select your dataset and accept the default settings. For this example, use
SFLandmarksDataset. You have already set the default data adapter for this dataset.
7. Click the Markers tab and then click Add. The Marker dialog box opens.
Figure 17-9 Using expressions to set markers from a dataset
8. For a dataset, you typically want to use expressions for your values. For each property you want to read
from the dataset, click on the entry bar, select Use Expression and enter the expression to use. For this
example, use the following expressions:
•Latitude – $F{latitude}
•Longitude – $F{longitude}
•Address – $F{landmark}
You can use expressions to pass parameters to a map component dynamically. Expressions allow
you to evaluate data in your dataset and use the results to populate the map. In the component's
properties, properties based on expressions show f(x) next to the field.
9. Click OK. The Markers dialog box displays the markers you just created.
Figure 17-10 Item data for markers created from a dataset
TIBCO Software Inc. 279

TIBCO Jaspersoft Studio User Guide
10. Click OK. Your markers are displayed on the Marker tab of the Properties view, along with any other
markers you have created.
Figure 17-11 Properties view showing markers added manually and markers defined from a
dataset
11. Preview your report in HTML. The example below shows the markers from the sample dataset along with a
static marker.
Figure 17-12 San Francisco landmarks shown on a map
17.3.5 Modifying Markers
To edit a marker:
1. Select the map and click on the Markers tab in Properties view.
2. Select the marker you want to change and click Edit.
280 TIBCO Software Inc.

Chapter 17 Working With the Map Component
3. To change the dataset, make sure you have set up another dataset in your report before editing the marker.
Then you can select the Dataset tab here and select the new dataset from the Dataset Run menu.
4. To change marker properties, select the Markers tab, and edit your properties.
To delete a marker:
1. Select the map and click on the Markers tab in Properties view.
2. Select the marker you want to delete and click Delete.
17.4 Working with Paths
You can add one or more paths to your maps. A path is defined by:
•A name that serves as a path identifier; the name must be unique in your report
•A collection of places (points) on the map defined by latitude/longitude coordinates or addresses; these are
connected to form the path
•(Optional) A style that specifies various style configuration properties, such as line and fill color, line
weight, and opacity
17.4.1 Defining Path Styles
A path style specifies the properties (for example, color and weight) of the lines between the points on your
path. See Table 17-5, “Marker and Path Properties,” on page285 for more information. You can create a path
style manually, or you can save your path styles as a dataset.
17.4.1.1 Defining Path Styles Manually
1. Edit the map component's properties.
2. On the Paths tab, in the Styles section, click Add.
3. In the Style dialog box, enter the properties you want for the path. See Table 17-5, “Marker and Path
Properties,” on page285 for more information about available properties.
4. Click OK.
17.4.1.2 Defining Path Styles Using a Dataset
name, strokecolor, strokeopacity, strokeweight, fillcolor, fillopacity, ispolygon
"style1", "#0000FF", 0.6, 1, "#FF33FF", 0.4, true
"style2", "#FF0000", 0.8, 2, , , false
Table 17-4 Sample CSV Data for Path Styles
Create a data adapter for your path styles:
1. Create a data file with the path data you want. For this example, create a CSV file with the data provided
above. Make sure to include a blank line at the end of the file.
2. Click on the main toolbar.
3. When prompted, navigate to the same folder as your report.
4. For this example, name the file PathStylesDataAdapter.xml and click Next.
5. Select CSV File as the data adapter type and click Next.
6. Name your adapter, for example, Path Styles Adapter.
TIBCO Software Inc. 281

TIBCO Jaspersoft Studio User Guide
7. Click File and select the CSV file you created.
8. For this example, click Get column names from the first row of the fileand select Skip the first line.
9. Click Finish to create the adapter.
Create a dataset in your report:
1. Right-click the root in the outline view and select Create Dataset.
2. Name the dataset and click Next. For this example, name the dataset PathStyles.
3. Select the data adapter for your path styles (Path Styles Data Adapter) and click Next.
4. Click >> to select all fields and click Finish.
5. Select the dataset (PathStyles) you just created in outline view.
6. In the Properties view, enter the filename of the data adapter (PathStylesDataAdapter.xml) in the Default
Data Adapter entry box. Setting the default data adapter lets you use a different dataset from the one used
in the main report. See 10.2.3, “Default Data Adapter ,” on page123 for more information.
Define a style using a dataset:
1. Create your data source, a data adapter that points to it, and a dataset that uses the data adapter.
2. Add a map component to the report, or select an existing map in the Design tab.
3. Select the Paths tab in the Properties view.
4. In the Styles section, click Add to open the Items dialog box.
5. Click the Dataset tab in the Path dialog box and select Use Dataset.
6. In the Dataset Run section, select your styles dataset (PathStyles) and accept the default settings. You have
already set the default data adapter for this dataset.
7. Select the Items tab and click Add to open the Style dialog box.
8. For each property you want to read from the dataset, click on the entry bar, select Use Expression and
enter the expression to use. For this example, use the following expressions:
•Name – $F{name}
•Stroke Color – $F{strokecolor}
•Stroke Opacity – $F{strokeopacity}
•Stroke Weight – $F{strokeweight}
•Fill Color – $F{fillcolor}
•Fill Opacity – $F{fillopacity}
•Is Polygon– $F{ispolygon}
9. Click OK to return to the Items dialog box.
10. Click OK to create the style set.
282 TIBCO Software Inc.

Chapter 17 Working With the Map Component
Figure 17-13 Styles on the Path tab of the Properties view for a map
17.4.2 Defining a Path Manually
To define a path using the Add button:
1. On the Paths tab, use the Styles section to define a style to associate with the path: click Add to do so.
Style properties can be added manually or by specifying a dataset. The style name sets the style property
when adding points to the path.
2. In the Paths section, click Add to open the Markers dialog.
3. To add a point to the path, click Add to open Path dialog box. For each point, specify the following:
a. the path name (to identify which path includes the point)
b. the latitude/longitude coordinates or the address of the point
c. additional optional properties, such as the name of a path style
Click OK to add your point.
4. Use the Up and Down buttons to change the order in which the points appear.
5. Preview your report in HTML to see your path.
To add points to a path using the map preview:
1. On the Paths tab, use the Styles section to define a style to associate with the path: click Add to do so.
Style properties can be added manually or by specifying a dataset. The style name sets the style property
when adding points to the path.
2. In the Paths section, click Add to open the Markers dialog.
3. Select the Maps tab in the Markers dialog box.
TIBCO Software Inc. 283

TIBCO Jaspersoft Studio User Guide
4. Select your path from the Paths menu. The Paths menu has the following characteristics:
•If you already have static paths defined for your map, you can select a path name from the Paths menu.
Points you create are added to the currently-selected path. You can switch between paths at any time.
•If you have not created any static paths, then you can enter a name on this menu. If a static path
already exists, you cannot create a new one.
5. To add a point to the current path, right-click on the location you want and select Add marker.
6. To delete one or more markers, select the marker(s) in the panel at the right and press Delete, or right-click
on the marker and select Delete.
You can't set formatting or styles using the map preview.
17.4.3 Defining a Path Using a Dataset
1. Create a CSV file, a data adapter that points to it, and a dataset that uses the data adapter. This example
uses the same data as in “Sample Data” on page276. Pay close attention when adding points to your data:
they are connected on the map in the order that they appear in the data. If they aren't in a sensible order in
the data, the path won't make sense, either.
2. Define any styles your paths use. This example uses the styles defined in 17.4.1.2, “Defining Path Styles
Using a Dataset,” on page281.
3. Add a map component to the report, or select an existing map in the Design tab.
4. If you have not set the center or zoom, do so. For this example, click the Map tab in the Properties view,
enter "San Francisco, CA" in the Address field, and enter 11 in the Zoom field.
5. Select the Paths tab in the Properties view.
6. In the Paths section, click Add to open the Markers dialog box.
7. Click the Dataset tab in the Markers dialog box and select Use Dataset.
8. In the Dataset Run section, select SFLandmarksDataset and accept the default settings. You have already
set the default data adapter for this dataset.
9. For each property you want to read from the dataset, click on the entry bar, select Use Expression, and
enter the expression to use. For this example, use the following expressions:
•Path Name – $F{path}
•Latitude – $F{latitude}
•Longitude – $F{longitude}
•Address – $F{landmark}
•Style – $F{style}
10. Click OK. The path information is added to the Path section in the Properties view.
11. Preview your report in HTML. The following image shows the example without markers. If you added the
markers earlier, they will also be visible.
284 TIBCO Software Inc.

Chapter 17 Working With the Map Component
Figure 17-14 Paths on a map
17.4.4 Modifying Paths and Path Styles
To edit a path or path style:
1. Select the map and click on the Paths tab in Properties view.
2. Select the path or style you want to change and click Edit.
3. To change the dataset, make sure you have set up another dataset in your report before editing the path or
path style. Then you can select the Dataset tab here and select the new dataset from the Dataset Run
menu.
4. To change path or style properties, select the Items tab, and edit your properties.
To delete a path or path style:
1. Select the map and click on the Paths tab in Properties view.
2. Select the path or style you want to delete and click Delete.
17.5 Properties for Markers and Paths
The available properties are a subset of the properties available through the Google Maps APIs. See
https://developers.google.com/maps for more information.
Property Description
Name String. Name used to identify the marker or path; must be unique for markers or paths in the
report.
Table 17-5 Marker and Path Properties
TIBCO Software Inc. 285

TIBCO Jaspersoft Studio User Guide
Property Description
Latitude Number between -90 and 90. The latitude of a location in degrees.
Longitude Number between -180 and 180. The longitude of a location in degrees.
Address String. The address or placeID of a location. Only used if Latitude and Longitude are not
available.
Color String. The color of the path or marker. For best results, use hexadecimal representation, as
not all Google API implementations will support color strings.
Clickable Boolean. When true, the marker or path can handle mouse events. Default is true.
Draggable Boolean. When true, a user can drag the marker or path contour. Default is false.
Visible Boolean. When true, the marker or path is visible. Defaults to true.
Z Index Number. Index determining the order in which objects are displayed on the map. Elements
with higher values are displayed in front of similar elements with lower values. Markers are
always displayed in front of paths.
Properties for Markers Only
Title String. Text shown on rollover.
Url String. Target URL to access when marker is clicked.
Target String. Target attribute specifying where to open linked document.
Icon String. URL for the icon.
Custom Icon Use Custom Icon settings to use a marker icon other than the default. You must specify a
URL that points to the image to use. Currently, we don't support loading an image directly
from the repository or as a resource local to the report. Instead, the JavaScript API loads the
icon from the URL.
You can set additional optional properties for your marker, such as icon height, width, origin,
and anchor.
Shadow String. URL for the shadow.
Custom
Shadow Icon
Use Custom Shadow Icon settings to use a shadow icon other than the default. You must
specify a URL that points to the image to use. Currently, we don't support loading an image
directly from the repository or as a resource local to the report. Instead, the JavaScript API
loads the icon from the URL.
You can set additional optional properties for your shadow, such as height, width, origin, and
anchor.
Info Window Use Info Window settings to add an info window. You can define the window content, pixel
offset, and maximum width.
286 TIBCO Software Inc.

Chapter 17 Working With the Map Component
Property Description
Label String. Single character that appears on the marker. Not available for custom markers.
Cursor String. Mouse cursor to show on hover. Not available for custom markers.
Flat Boolean. Not available for custom markers.
Optimized Boolean. Not available for custom markers.
Raise on Drag Boolean. Not available for custom markers.
Size String. Not available for custom markers.
Properties for Paths and Path Styles Only
Parent Style String. Name of path style to use as a parent style. The current style inherits the parent's
properties if the parent style is present in the report. Elements set locally in the current style
override elements set in the parent.
Stroke Color String. Color of the stroke; for most consistent results, use hexadecimal format. Default is
#000000.
Stroke Opacity Number. The path's opacity. Number between 0 (transparent) and 1 (opaque). Default is 1.
Stroke Weight Number. Path weight in pixels. Default
Fill Color String. Color of the fill for the polygon when Is Polygon is true. Takes values hexadecimal
format. Default is null.
Fill Opacity Number. The opacity for the polygon's fill when Is Polygon is true. Number between 0
(transparent) and 1 (opaque). Default is 1.
Is Polygon Boolean. When true, creates a polygon (closed path) by connecting the last point on the
path to the first point. Default is false (open polyline).
Editable Boolean. When true, a user can edit the path by dragging the control points on the path
line. Default is false.
Geodesic Boolean. When true, dragged paths follow the great circles on the earth's surface; in this
case, since the map is a projection, the lines may not appear straight. When false, paths
are straight lines on the map. Defaults to false.
TIBCO Software Inc. 287

TIBCO Jaspersoft Studio User Guide
288 TIBCO Software Inc.

CHAPTER 18 WORKING WITH TIBCO GEOANALYTICS MAPS
Jaspersoft Studio leverages TIBCO GeoAnalytics Maps to produce data-rich maps. This section describes their set-up and configuration, including:
•Configuring a Basic Map
•Using Expressions for Properties
•Understanding Layers
•Working with Markers
•Working with Paths
This section describes functionality that can be restricted by the software license for JasperReports Server. If you
don’t see some of the options described in this section, your license may prohibit you from using them. To find out
what you're licensed to use, or to upgrade your license, contact Jaspersoft.
In addition to the other types of map component that Jaspersoft Studio supports, TIBCO GeoAnalytics Maps are also supported. These multi-layer maps are
designed for use in interactive web environments, and support both markers and paths. They also support the ability to provide a street address and resolve
it to the correct latitude and longitude (sometimes called geolocation).
Because these components download content from either TIBCO's service or from Google Maps, they require a connection to the Internet. While the maps
themselves are freely available, using the GeoAnalytics geolocation serve to resolve street addresses requires an additional license.
TIBCO Software Inc. 289

TIBCO Jaspersoft Studio User Guide
These maps are well suited to web-based environments, such as HTML export or when viewed through an
interactive viewer such as JasperReports Server; however, limitations in the underlying technology prevent
some TIBCO GeoAnalytics Map features from working in static formats, such as PDF. In this case, the map is
converted to an image, which is always downloaded from Google Maps instead of TIBCO's server. In addition, if
the map's location is resolved from a street address, the canvas may be blank (or blue); this happens when the
address's latitude and longitude aren't available.
If your target output format is something other than HTML, consider using the standard map component.
The map component consists of three layers: a map, a set of paths, and a set of markers. The lowest layer contains the map itself, rendered by your choice of
providers: TIBCO Maps or Google Maps. In both cases, the image is formed of tiles retrieved from a remote server. The next two layers (first paths then
markers) can contain paths and markers or shapes.
Figure 18-1 Basic structure of the TIBCO GeoAnalytics Map component
18.1 Configuring a Basic Map
To create a TIBCO Map component:
1. First locate the component in the Palette; it uses this icon: ;drag it onto the canvas.
At a minimum, the TIBCO Map component requires the location of the area to display, which can be defined by these manually-exclusive options:
a. The latitude and longitude of the location.
290 TIBCO Software Inc.

Chapter 18 Working with TIBCO GeoAnalytics Maps
b. The street address of the location (assuming you have a license for TIBCO GeoAnalytics geolocation services). To use this option, you must also
provide credentials for TIBCO's geolocation service. You can either enter these in the Maparama Credentials section of the TIBCO map
component's properties, or by defining them in the jasperreports.properties file so that they can shared across multiple reports. These properties are:
•com.jaspersoft.jasperreports.tibco.maps.customer - the customer name used with TIBCO GeoAnalytics Maps
•com.jaspersoft.jasperreports.tibco.maps.key - the corresponding license key for the specified user
2. To define a location, edit the TIBCO Maps component's Location properties. Entering a latitude/longitude pair or address defines a static location. You
can also use parameters to dynamically define the components location as well as all other TIBCO Map properties.
Figure 18-2 TIBCO Map Attributes
Map attributes determine how the map layer of the component is rendered. The attributes are all optional:
Property Property Value
Use Canvas true false This property refers to the way the map is rendered (by using a canvas or SVG layers)
Opacity 0.0- 1.0 Level of opacity of the map.
Max Zoom 1 - 18 The maximum allowed zoom
Min Zoom 1 - 18 The minimum allowed zoom
Repeat X true | false Specifies whether tiles are repeated when the world's bounds are exceeded horizontally
Clip Offset integer The clip offset of the map
TIBCO Software Inc. 291

TIBCO Jaspersoft Studio User Guide
18.2 Using Expressions for Properties
The simplest way to define the map layer's properties is to set them to static values; however, this is a much more limited approach than using expressions
to pass parameters to the component dynamically, which allows you to evaluate data in your data set and use the results to populate the map layer's
properties. If you don't specify a different data set, the component uses the main dataset of the report. In the components properties, properties based on
expressions are indicated by displaying f(x) next to the field, as shown below.
Figure 18-3 Map properties showing Zoom defined by an expression
To specify a different dataset to resolve the map attributes based on expressions, click the Use Dataset check box to select it, and select the dataset to use
in the Dataset Run.
292 TIBCO Software Inc.

Chapter 18 Working with TIBCO GeoAnalytics Maps
Figure 18-4 Defining the Dataset to use to resolve map attribute expressions
Data Runs are used throughout Jaspersoft Studio and its related products when a report includes a subdataset. Use a Data Run to define values for the
subdataset's parameters.
18.3 Understanding Layers
Each layer in the map component controls different aspects of the final map rendered in your report:
•The maps layer defines the map tiles that are displayed by the component's image, which are determined by its location and zoom, the maximum and
minimum zoom allowed in the component, and the image's opacity.
•The marker layer defines locations on the map that display an image you select.
•The path layer defines lines between locations on the map.
Each layer can be named uniquely; these names can be displayed in the JasperReports Server interactive report viewer in the Layers drop down; this allows
your user to select which layers to drawn.
TIBCO Software Inc. 293

TIBCO Jaspersoft Studio User Guide
Figure 18-5 Layer names defined in the component can control the layers drawn in the final report
18.4 Working with Markers
Markers are points rendered on the second layer of the TIBCO Map component.
This section describes:
•Static Markers
•Dynamic Markers
18.4.1 Static Markers
1. Edit the map component's properties.
2. On the Markers tab, click Add.
3. Define your marker by specifying a location and icon. The list of properties for a marker includes:
•target
•string
•optional
•_blank
•the hyperlink target for the marker
294 TIBCO Software Inc.

Chapter 18 Working with TIBCO GeoAnalytics Maps
Figure 18-6 Defining a map's markers
4. Specify the icon as a URL that points to the image to use; it's loaded by the JavaScript API.
Jaspersoft doesn't currently support loading an image directly from the repository, or as a resource local to the report.
The location can be set by latitude/longitude coordinates or an address to be geolocated, as described above.
TIBCO Software Inc. 295

TIBCO Jaspersoft Studio User Guide
Figure 18-7 A map with a marker
5. For the addresses, set each property to form the address: country, state, zip, city, street.
Figure 18-8 Marker properties set to a static location
Marker properties include:
296 TIBCO Software Inc.

Chapter 18 Working with TIBCO GeoAnalytics Maps
Property Name Type Required? Possible Values Description
xoffset Numeric
(integer)
Optional 0 The horizontal offset of the marker icon measured in pixels
yoffset Numeric
(integer)
Optional 0 The vertical offset of the marker icon measured in pixels
anchor String Optional bottom-left, bottom-right, bottom-
center
The anchor point of the marker icon
draggable Boolean Optional false Specifies whether users can drag the marker
icon.url String Required N/A URL for the icon
title String Optional N/A The ToolTip for the marker icon; works in conjunction with
icon.url
hyperlink String Optional N/A The hyperlink text for the marker
target String Optional N/A The hyperlink target for the marker. The default value is _
blank.
This is a simplified example; the more common scenario is to read location data from the database.
18.4.2 Dynamic Markers
The steps above define the marker as a static address known when the report was created. But it is far more useful to dynamically define the markers based
on locations defined in your report's data. A single map can use both static and dynamic markers, and locations can be based on data from more than one
data source.
In this example, we'll use data from City College of San Francisco's public facilities data set that we've saved as an Excel file.
TIBCO Software Inc. 297

TIBCO Jaspersoft Studio User Guide
Facilities Street Address City State Zip Latitude Longitude
Airport SF International Airport, North
Access Road, Building 928
San Francisco CA 94128 37.622511278000445 -122.39519978799973
Civic Center 750 Eddy Street San Francisco CA 94109 37.783008003000475 -122.42000284399973
Castro 450 Castro Street San Francisco CA 94114 37.76168744600045 -122.43511354199973
Chinatown/North
Beach
808 Kearny Street San Francisco CA 94108 37.79551773600048 -122.40496557999973
Downtown 88 4th Street San Francisco CA 94103 37.784588004000454 -122.40438877299971
Evans 1400 Evans Avenue San Francisco CA 94124 37.74169579700049 -122.38589540299972
Fort Mason Laguna Street & Marina
Boulevard, Building B
San Francisco CA 94123 37.80001344200048 -122.43517818299972
John Adams 1860 Hayes Street San Francisco CA 94117 37.77385843900049 -122.4469528999997
Mission 1125 Valencia Street San Francisco CA 94110 37.754794183000456 -122.42088522899968
Ocean 50 Phelan Avenue San Francisco CA 94112 37.72408746400049 -122.45231737299969
Southeast 1800 Oakdale Avenue San Francisco CA 94124 37.73684564000047 -122.39424548999972
Gough Street 31/33 Gough Street San Francisco CA 94103 37.772268634000454 -122.42098248799971
Since the data set includes both street addresses and latitude/longitude pairs, we can explore both functions.
To use dynamic locations:
1. Create an Excel file with the data provided above and a data adapter that points to it. Export the data adapter to the project folder; name it
CollegeFacilities.xml.
2. In the report, create a new dataset: right-click the root in the outline view and select Create Dataset.
298 TIBCO Software Inc.

Chapter 18 Working with TIBCO GeoAnalytics Maps
3. Right-click the new dataset and select Dataset and Query.
4. In the Query dialog, select the CollegeFacilities.xml data adapter and click Read Fields.
5. By default, the fields are all set as type String. To change the Latitude field to a Float, double-click in the Class Type column, click the button
ellipsis..., and select java.lang.Float from the type menu. Repeat these steps to set the Longitude data type to Float.
6. Click OK.
7. Use the data adapter to populate the dataset. With the CollegeFacilities dataset selected in the outline view, click the Advanced tab in the Properties
view, then select the property Properties and click the button ellipsis to open the properties dialog.
8. Add a new property: net.sf.jasperreports.data.adapter, and specify the name of the data adapter file saved earlier (CollegeFacilities.xml).
We can use this new dataset to set markers on the map.
9. Select the map in the Design tab, click the Markers tab, and click Add.
10. Click Dataset, check the Use Dataset check box, and click Add.
11. Select the CollegeFacilities dataset and accept the defaults. Studio uses the data adapter referenced by the net.sf.jasperreports.data.adapter
property set previously for this dataset.
12. Click OK.
The dataset is added to the list of datasets we'll use for markers.
13. Click Values and create an expression for each marker property: for example, provide the title, street, city, state, country, and so forth.
Figure 18-9 Location values defined as expressions
TIBCO Software Inc. 299

TIBCO Jaspersoft Studio User Guide
This example uses an icon from the web: Pink Push Pin.
14. Click OK.
15. Preview your report in HTML.
Figure 18-10 San Francisco City College facilities marked on a map
18.5 Working with Paths
Paths are lines rendered on the third layer of the TIBCO Map component. A path is defined by:
•A name that serves as a path identifier in case different paths will appear on the map
•A style that specifies various style configuration properties, such as line and fill color, line weight, and opacity
•A collection of places (points) on the map defined by latitude/longitude coordinates or addresses; these are connected to form the path
To define a path in Jaspersoft Studio:
1. On the Paths tab, use the Styles section to define a style to associate with the path: click Add to do so.
Style properties can be added manually or by specifying a dataset. The style name sets the style property when adding points to the path.
2. Use the Paths section to add points to the path: click Add in this UI area to do so. For each point, specify:
a. the path name (to identify which path includes the point)
b. the style property (to identify the style associated with this path)
300 TIBCO Software Inc.

Chapter 18 Working with TIBCO GeoAnalytics Maps
c. the latitude/longitude coordinates or the address of the point
Like styles, points can be added manually or by using a specific dataset. Pay close attention when adding points: they are connected on the map in the
order that they are declared in the JRXML file. If they aren't declared in a sensible order, the path won't make sense, either.
TIBCO Software Inc. 301

TIBCO Jaspersoft Studio User Guide
302 TIBCO Software Inc.

Chapter 19 Working with Subreports
CHAPTER 19 WORKING WITH SUBREPORTS
The subreport element lets you nest one report (the subreport) inside another (the master report). A subreport can
use the same database connection as the parent report or you can specify a different data source in the subreport
properties. A master report can contain multiple subreports and subreports can be nested.
Subreports are one of the most advanced features of JasperReports. They allow you to design very complex
reports by inserting one or more reports into another report.
Reflecting standard Eclipse design, saving or previewing a report that contains subreports does not
update the subreports. When you edit a subreport, you must explicitly save and build the subreport in
order for the changes to be visible when you preview the report that contains it. To build a subreport,
right-click the project in the Project Explorer and select Build Project, or enter Ctrl-B to build all projects
in the workspace.
Subreports also let you combine two or more child lists of data relating to a single parent element, for example,
a report with multiple detail bands of different types. You map parameters between the master report and its
subreports to create a blended report where each subreport displays details for each record from the master
report. As the master report executes, each time a subreport element is reached, it is executed and its content is
embedded into the output of the master report.
Uses for subreports include:
•Modularizing reports – You can create a subreport with your preferred data fields and layout, then use the
subreport in multiple master reports.
•Combining multiple queries or data sources in a single report.
19.1 Creating a New Report via the Subreport Wizard
To simplify inserting a subreport, a wizard for creating subreports starts automatically when a Subreport element
is added to a report.
You can use the Subreport Wizard to create a brand new report that will be referenced as a subreport or to refer
to an existing report. In the latter case, if the report you choose contains one or more parameters, the wizard
provides an easy way to define values for them.
To create a new subreport using the wizard:
1. Drag the Subreport element from the Palette to the area of your report where you want to use it.
The Subreport wizard provides three options:
TIBCO Software Inc. 303

TIBCO Jaspersoft Studio User Guide
•Create a new report: Use this option when you need to use data or a query not available in an
existing report.
•Select an existing report: Use this option when you want to choose a report from the repository.
•Just create the subreport element: Use this option to create a placeholder to be used later.
Figure 19-1 Subreport Wizard
2. Select Create a new report and click Next. The New Report Wizard > Report Templates window
appears.
3. Select a template for your subreport. For this example, select one of the blank templates. Click Next. The
New Report Wizard > Report file window opens.
4. Select a location for your subreport, and name it. Click Next. The Data Source window opens.
304 TIBCO Software Inc.

Chapter 19 Working with Subreports
Figure 19-2 Data Source and Query
5. Choose to use the same data adapter as the main report, or a different data adapter.
For this example, choose the same adapter (Sample DB). Enter the following SQL query:
select count (*), shipcity from orders group by shipcity
6. Click Next.
7. Add all the fields to the list on the right. Click Next.
8. Click Next to skip the Group By step. The Subreport > Connection window opens.
Figure 19-3 Subreport > Connection window
TIBCO Software Inc. 305

TIBCO Jaspersoft Studio User Guide
9. Choose to connect either to the same database as the main report or to a different database. For this
example, click Use same connection used to fill the master report.
10. Click Next. The Subreport Parameters window opens.
Figure 19-4 Subreport parameters window
11. For this example, skip this window and click Finish. A new report opens containing all bands.
12. Delete all bands but the Title or Summary band to eliminate extra white space in your report.
You now have a location into which to place your table, chart, or other element attached to the new
subreport.
19.2 Understanding Subreports
There are three steps to creating and adding a subreport:
1. Create a report – Create a parent or master report that will contain the subreport.
2. Create a subreport – Create and compile a subreport. Optionally create a dynamic connection to filter the
records of the subreport based on the parent’s data.
3. Add the subreport to the parent report – Insert a subreport element and specify the following:
•The data adapter or data source for the subreport.
•The location of the subreport's compiled Jasper file.
•An optional parameters map (it can be empty) to set the report parameters used in the dynamic
connection.
19.2.1 Subreports
A subreport is simply a report composed of its own JRXML source and compiled in a Jasper file. Generally
speaking, creating a subreport is very similar to creating any other report. The margins of a subreport are usually
306 TIBCO Software Inc.

Chapter 19 Working with Subreports
set to zero for subreports because a subreport is meant to be a portion of a page, not an entire document. The
horizontal dimension of the subreport should be as large as the element into which it is placed in the parent
report.
19.2.2 Subreport Elements
You add a subreport to a report by dragging the Subreport element from the palette. At design time the
element is rendered as a rectangle with the dimensions specified in the subreport.
The Subreport element does not need to be the same size as the subreport. You can think of the
Subreport element as a place holder defining the position of the top-left corner to which the subreport is
aligned. However, we recommend that you set the dimensions of the Subreport element to the
dimensions of the subreport to best visualize the layout of the final report.
19.2.2.1 Properties of a Subreport Element
When a subreport element is selected in the master report, the following properties are available on the
Subreport tab of the Properties view:
Property Description
Run To Bottom When true, the subreport element will consume the entire vertical space available
on the report page.
Overflow Type
Expression (Required) Expression that can be used to load the Jasper object to use when
filling the subreport portion of the document. Evaluated at run time to retrieve the
Jasper object for the subreport.
See 19.2.3, “The Expression Property,” on page308 for more information.
Using Cache Specifies whether the subreport's report object is kept in memory or reloaded
each time it's used. It is common for a subreport element to be printed more than
once (or once for each record in the main dataset).
The cache works only if the subreport expression type is String, because that
string is used as key for the cache.
Connection Expression
or
Datasource Expression
At run time, returns a JDBC connection or a JRDataSource used to fill in the
subreport. Only one of these expression types can be used.
If there is no connection or data source expression, no data is passed to the
subreport. This option is useful at times. In this case, the subreport should have
the document property When No Data Type set to something like All
Sections, No Detail or No Data Section.
Parameters Map
Expression
Optional expression used to produce a java.util.Map object at run time. The
expression must contain a set of coupled names/objects that are passed to the
subreport to set a value for its parameters.
TIBCO Software Inc. 307

TIBCO Jaspersoft Studio User Guide
Property Description
Edit Return Values Allows you to define how to store values in local variables calculated or
processed in the subreport (such as totals and record count).
Edit Parameters Allows you to define name/expression pairs used to dynamically set a value for
the subreport parameters.
The following properties must be set to link the subreport to the parent report:
•Expression – Retrieves the Jasper object that implements the subreport.
•Connection Expression or Datasource Expression – Defines how to feed the object with data.
•Parameters – Sets the values of the subreport parameters.
19.2.3 The Expression Property
The subreport expression specifies the location of the Jasper file used to generate the subreport.
If the expression is a string (java.lang.String), JasperReports assumes that the subreport must be loaded from
a Jasper file and tries to locate the file in the same way that resources are located, as follows:
1. The string is at first interpreted as a URL.
2. In case of failure (a MalformedURLException), the string is interpreted as a physical path to a file. This is
the most common case.
3. If the file does not exist, the string is interpreted as a resource located in the classpath.
This means that using an expression of type String means you are in some way trying to specify a file path.
Optionally, you can put your Jasper file in the classpath and refer to it as a resource, using an expression
something like "subreport.jasper".
You can't use a relative path to locate the subreport file; that is, if you have a report in c:\myreport\main_
report.jasper, you cannot refer to a subreport using an expression like
..\\mysubreports\\mysubreport.jasper.
This is because JasperReports does not keep in memory the original location of the Jasper file that it’s
working with. This makes perfect sense, considering that a Jasper object is not necessarily loaded from a
physical file.
To simplify report design when loading a subreport from the file system, do one of the following:
•Place the subreport file in a directory that is in the classpath. This permits you to use very simple subreport
expressions, such as a string containing just the name of the subreport file (that is, “subreport.jasper”).
Jaspersoft Studio always includes the classpath of the directory of the report that is running, so all the
subreport Jasper files can be found easily if they are located in the same directory.
•Parametrize the Jasper file location and create on-the-fly the real absolute path of the file to load. This can
be achieved with a parameter containing the parent directory of the subreport (let’s call it SUBREPORT_
DIRECTORY) and an expression like this:
$P{SUBREPORT_DIRECTORY} + "subreport.jasper"
One advantage of this approach is that you can use the Jasper files’ local directory as the default value for
the SUBREPORT_DIRECTORY parameter. The developer who will integrate JasperReports in his applications
can set a different value for that location just by passing a different value for the SUBREPORT_DIRECTORY
parameter.
308 TIBCO Software Inc.

Chapter 19 Working with Subreports
19.2.4 Specifying the Data Source
For JasperReports to retrieve data and fill the subreport, you have to set the subreport data source. The following
options are available:
•Use the same connection used to fill the master report – Select this to use the same JDBC data
adapter for the master report and the subreport. The JDBC connection is passed to the subreport to execute
it.
•Use another connection – Select this to specify a different JDBC data adapter for the subreport.
•Use a JRDataSource expression – Select this to use a JRDataSource object to fill the subreport.
•Use an empty datasource – Select this to set the data source expression to new JREmptyDataSource().
That creates a special data source that provides a single record with all the field values set to null. This is
useful when the subreport is used to display static content such as headers, footers, and backgrounds. In this
case, in the subreport, set the report property When no data type to All Data No Details or No Data
Section to ensure that at least a portion of the document is actually printed.
JDBC connections make using subreports simple enough. A connection expression must identify a
java.sql.Connection object (ready to be used, so a connection to the database is already opened). Typically,
we’ll run the SQL query using the same database connection as the parent report; the connection can be
referenced with the REPORT_CONNECTION built-in parameter. It must be clear that if we pass a JDBC connection
to the subreport, it is because we defined an SQL query in the subreport, a query that will be used to fill it.
Using a different data source is sometimes necessary when a connection like JDBC is not being used; it is more
complicated but extremely powerful. It requires writing a data source expression that returns a JRDataSource
instance that you then use to fill the subreport. Depending on what you want to achieve, you can pass the data
source that will feed the subreport through a parameter, or you can define the data source dynamically every
time it is required. If the parent report is executed using a data source, this data source is stored in the REPORT_
DATASOURCE built-in parameter. On the other hand, the REPORT_DATASOURCE should never be used to feed a
subreport; a data source is a consumable object that is usable for feeding a report only once. Therefore, the
parameter technique is not suitable when every record of the master report has its own subreport (unless there is
only one record in the master report). When we discuss data sources this will be more clear and you will see
how this problem is easily solved with custom data sources. You will also see how to create subreports using
different type of connections and data sources.
19.2.5 Subreport Parameters
One of the most common uses of subreport parameters is to pass the key of a record printed in the parent report
in order to execute a query in the subreport through which you can extract the records referred to (report headers
and lines). For example, let’s say you have in the master report a set of customers, and you want to show
additional information about them, such as their contact info. The subreports will use the customer ID to get the
contact info. The customer ID should be passed to the subreport as a parameter, and its value changes for each
record in the master report.
TIBCO Software Inc. 309

TIBCO Jaspersoft Studio User Guide
Figure 19-5 Related datasets in master and subreport
To pass parameters from the master report to a subreport, you create a set of parameter name/object pairs that
feed the parameters map of the subreport. To do this, click the Edit Parameters button on the Subreport tab of
the Properties view to open the Subreport Parameters dialog.
When a report is invoked from a program (using one of the fillReport methods, for instance), a
parameters map is passed to set a value for its parameters. A similar approach is used to set a value for
subreport parameters. With subreports you don’t have to define a map (even, if possible, specifying a
Parameters Map Expression). The report engine will take care of that for you.
Figure 19-6 Subreport Parameters dialog
310 TIBCO Software Inc.

Chapter 19 Working with Subreports
To configure a parameter you want to pass to the subreport, click Add in the Subreport Parameters dialog to
open the Parameter Configuration Dialog box, which lets you set the following:
•Name – Name of the parameter. A parameter must have the same name in the master report and the
subreport. Parameter names are case-sensitive.
If you make an error typing the name or the inserted parameter has not been defined, no error is thrown.
In most cases, the report will fail silently.
•ValueExpression – JasperReports expression for the parameter. To create or edit an expression, click to
open the expression editor. You can use fields, parameters, and variables. The return type has to be
congruent with the parameter type declared in the subreport; otherwise, an exception of
ClassCastException will occur at run time.
As cited below, you have the option of directly providing a parameters map to be used with the subreport; the
Parameters Map Expression allows you to define an expression, the result of which must be a
java.util.Map object. It is possible, for example, to prepare a map designed for the subreport in your
application, pass it to the master report using a parameter, then use that parameter as an expression (for example,
$P{myMap}) to pass the map to the subreport. It is also possible to pass to the subreport the same parameters
map that was provided to the parent by using the built-in parameter REPORT_PARAMETERS_MAP. In this case the
expression looks like t his:
$P{REPORT_PARAMETERS_MAP}
Since the subreport parameters can be used in conjunction with this map, you could even use it to pass common
parameters, such as the username of the user executing the report.
TIBCO Software Inc. 311

TIBCO Jaspersoft Studio User Guide
312 TIBCO Software Inc.

CHAPTER 20 REPORT TEMPLATES
Templates are one of the most useful tools in Jaspersoft Studio. You can use the provided templates as the basis
for new reports. You can also use a template as a model and add fields, text fields, and groups in the Report
Wizard.
This chapter explains how to build custom templates that will appear in the Template Chooser. It has the
following sections:
•Template Structure
•Creating and Customizing Templates
•Saving Templates
•Adding Templates to Jaspersoft Studio
You can also create JasperReports Server templates and upload them to the server. See 12.3, “Working
with JasperReports Server Templates,” on page179.
20.1 Template Structure
A template is a JRXML file. When you create a new report, Jaspersoft Studio loads the selected template's
JRXML file with any modifications you've specified in the wizard. If you don't use the wizard, your template is
just copied along with all the referenced images in the location the you've specified.
When you launch the Report Template dialog (File > New > Jasper Report) scans all paths specified as
template directories. Any valid JRXML files found are included in the Report Template dialog. If a template
provides a preview image, the image is displayed. Otherwise, a white box appears.
TIBCO Software Inc. 313

TIBCO Jaspersoft Studio User Guide
Figure 20-1 Default Report Templates
A template contains all or some of the same parts as a report. Remember the following when creating a new
template or editing an existing template:
•A report's page formatting is the page formatting of its template.
•Each band in a report is, by default, the same size as that band in its template.
•Every element placed in the Summary,Title,Page Header and Page Footer bands, of a template
appears in every report that uses that template.
•The Column Header band should contain only a Static Text element, and its text content must be Label.
The appearance, font and the other attributes of this label create every label inserted in this band.
•The Group Header band should contain only a Text Field with the string “GroupField” (including the
double quotes). As with the Column Header this assumes an example to generate every field that goes in
this band.
•The Detail band should contain only a Text Filed with the string “Field” (including the double quotes).
Again, this is used to generate every field that goes in this band.
When you group data using the wizard, the wizard creates all the necessary report structures to produce your
groups. The Report Wizard supports up to four groups, with a group header and group footer associated with
each. If the template defines one or more groups and you group the data, the wizard tries to use any existing
groups before creating new ones. By default, groups in the template are deleted if they're not used. For each
group, the wizard sets the group expression and adds a label for the name and a text field showing the value of
the group expression (which is always a field name, because the grouping criteria set using the wizard is one of
the selected fields).
314 TIBCO Software Inc.

Chapter 20 Report Templates
20.2 Creating and Customizing Templates
You can create templates from scratch or edit existing templates and save them as new templates.
20.2.1 Creating a New Template
If you want to start fresh with your template, create a new one.
To create a new template:
1. Go to File > New > Jasper Report to launch the New Report Wizard.
2. Select a template to start. Click Blank Letter and Next.
3. Choose where you want to store the file, name the new template, and click Next.
For creating a template, there is no need to connect to a data source.
4. Select One Empty Record - Empty rows and click Finish.
Figure 20-2 One Empty Record Data Source
An empty report opens, containing the following bands:
•Title
•Page Header
•Column Header
•Detail
•Column Footer
•Page Footer
•Summary
TIBCO Software Inc. 315

TIBCO Jaspersoft Studio User Guide
5. Right-click on the report root node in the Outline, and select Create Group. The Group Band dialog
appears.
Figure 20-3 Group Band Dialog
6. Name your group and click Next. The Group Layout dialog appears.
Figure 20-4 Group Layout Dialog
7. Leave both Add the Group Header and Add the Group Footer checked, and click Finish.
Your report is similar to the one in Figure 20-5.
316 TIBCO Software Inc.

Chapter 20 Report Templates
Figure 20-5 Report Containing Group Header and Footer
20.2.2 Customizing a Template
Now that you have a blank template, you can customize it to suit your preference. For example, you can add
your company name and logo, page numbering, add a background for your report, and set band and column
sizes. You also use this procedure to make changes to an existing template.
To customize a template:
1. Add a graphic: Drag an Image element where you want the image to appear. This is usually the Title band.
For more information about the Image element, see “Graphic Elements” on page48.
2. Add a title: Drag a Static Text element to the Title band. Style the text in the Properties view. For more
information about Static Text elements, see “Text Elements” on page49.
3. Want the background to cover the entire page? Right-click the element in the Outline and choose
Maximize Band Height. Otherwise, set the Background band to the size you want. Drag an Image
element into the Background band to create your background.
4. Add page numbering to the Page Footer band: Drag a Page Number element into the band, and place it
where you want it. You can also add a Page X of Y element if you prefer.
5. Want a label in the Column Header band? Add a Static Text element with the text “Label”.
6. Set styles for your report’s text: Add a Text field to the Group Header and a Text field to the Detail band.
Set the text of the first Text field to “GroupField” and the text of the second Text field to “Field”.
Format the text as you like.
7. Save your template file.
8. Click the Preview tab. Your template should like something like the one in Figure 20-6.
TIBCO Software Inc. 317

TIBCO Jaspersoft Studio User Guide
Figure 20-6 Template Preview
20.3 Saving Templates
Jaspersoft Studio templates require a flat folder structure (resources and report in the same folder). This way,
when you export a template, the paths and resources in the exported report point to the same directory.
20.3.1 Creating a Template Directory
You can specify one ore more directories for your custom templates.
1. Go to Window > Preferences > Jaspersoft Studio > Templates Locations.
318 TIBCO Software Inc.

Chapter 20 Report Templates
Figure 20-7 Template Location Preferences
2. Click the New... button and navigate to the directory in which you want to store your template.
3. Click the Apply button.
4. Click OK.
20.3.2 Exporting a Template
Save your template for future use.
1. Go to File > Export as Report Template. The Template Export dialog opens.
TIBCO Software Inc. 319

TIBCO Jaspersoft Studio User Guide
Figure 20-8 Template Export Dialog
2. Click the Browse button and navigate to the directory where you want to save your template. Click Next.
The Define Type and Categories dialog opens.
Figure 20-9 Define Type and Categories Dialog
3. In the drop-down, choose whether the template type is a Standard Report or a Table-Based report.
320 TIBCO Software Inc.

Chapter 20 Report Templates
This selection is used to validate the report. For example. by selecting Standard Report, the validation
process searches for the group field with the text group or for the column header label with the text label. If
any of the required fields are not found, an error message is displayed.
4. Select the categories for the template available and use the arrow button to add them to the Selected
Categories.
5. Click Finish.
20.3.3 Creating a Template Thumbnail
Saving a thumbnail is not required, but can be helpful if more than one person uses your templates.
1. Go to the Preview tab.
2. Click the Export Image button.
3. Save the image in the same directory and with the same name as your template.
20.4 Adding Templates to Jaspersoft Studio
Once you've created a custom template, you need to add it to Jaspersoft Studio to use it.
To add a template to Jaspersoft Studio:
1. Go to Window > Preferences > Jaspersoft Studio > Templates Locations.
Figure 20-10 Template Location Preferences
2. Navigate to the directory in which you stored your template.
TIBCO Software Inc. 321

TIBCO Jaspersoft Studio User Guide
3. Click Apply.
4. Click OK.
When you go to File > New > Jasper Report, your new template appears, along with the default templates.
322 TIBCO Software Inc.

CHAPTER 21 REPORT BOOKS
A report book is a single .jrxml that bundles multiple reports into a single object. Like a single report, a report
book is driven by a data set that allows you to define the flow of the book’s sections, and the parts within those
sections.
This section provides a walkthrough of the report book creation process, using the sample.db included with
your JasperReports Server installation. You'll create a cover page, table of contents, and subreports to build into
your report book.
Creating a report book has a number of separate tasks, including:
•Creating the Report Book Framework
•Creating and Adding Reports to the Report Book
•Refining the Report Book
•Configuring the Table of Contents
•Report Book Pagination
•Publishing the Report Book
21.1 Creating the Report Book Framework
The first step is to create your report book jrxml. This is the framework in which you organize the book’s parts.
To create the report book framework:
1. In Jaspersoft Studio, click and select Other... to open the Wizard selection window.
2. Expand the Jaspersoft Studio folder, select Jasper Report, and click Next.
3. In the Categories panel, select Report Books.
4. Click to select Wave Book then click Next.
5. In the Project Explorer, select the My Reports folder, change the file name to Sample_Book.jrxml, and
click Next.
6. In the Data Source window, select a data adapter. For our walkthrough, use Sample DB – Database
JDBC Connection.
7. In the text panel, enter the following query then click Next:
select distinct shipcountry from orders order by shipcountry
8. In the Fields window, move SHIPCOUNTRY from the Dataset Fields panel to the Fields panel and click
Next.
TIBCO Software Inc. 323

TIBCO Jaspersoft Studio User Guide
9. In the Book Sections window, make sure all three options are selected:
•Create Cover Section
•Create Table of Contents
•Create Back Cover Section
10. Click Finish.
Your Report Book project opens in Jaspersoft Studio.
Figure 21-1 Report Book Framework
In Jaspersoft Studio, open the Project Explorer and expand the My Reports folder. There, you can see the jrxml
files you just created:
•Sample_Book_backcover.jrxml
•Sample_Book_cover.jrxml
•Sample_Book_toc.jrxml
•Sample_Book.jrxml
Sample_Book.jrxml is open in the main Design tab. This is the file in which you'll organize the report parts.
You'll notice three groups for the book part types:
•Cover and Table of Contents contains Sample_Book_cover.jrxml and Sample_Book_toc.jrxml.
•Content is currently empty.
•Backcover contains Sample_Book_backcover.jrxml
324 TIBCO Software Inc.

Chapter 21 Report Books
When you select each these book parts in the design window, you can view and edit their properties in the
Properties View, as you can with standard reports and subreports.
Next, you'll create a subreport and add it to your report book.
21.2 Creating and Adding Reports to the Report Book
Now that your framework is established, you can create reports and/or subreports to include in your book.
You create a report or subreport as described here, and in Creating a New Report. You can also include
previously-created reports. See Adding a Report to the Report Book.
For our walkthrough, you'll create a report, then add it to your report book.
21.2.1 Creating a Report for the Report Book
To create a report:
1. Click and select Other... to open the Wizard selection window.
2. Expand the Jaspersoft Studio folder and select Jasper Report. Click Next.
3. In the Report Templates window, scroll to and select the Leaf Green template. Click Next.
4. In the Report file window, select the MyReports folder and change the Leaf_Green.file name to Content_
Page_One.jrxml. Click Next.
5. In the Data Source window, select Sample DB – Database JDBC Connection, and enter the following
query:
Select * from orders order by shipcity
6. Click Next.
7. In the Fields window, move the following Dataset fields to the Fields panel on the right to include then in
your subreport:
•ORDERID
•CUSTOMERID
•FREIGHT
•SHIPCITY
•SHIPCOUNTRY
8. Click Next.
9. In the Group By window, move the SHIPCITY dataset field into the Fields pane.
10. Click Finish. The Content_Page_One.jrxml appears in the Design tab.
11. In the Project Explorer, right-click Content_Page_One.jrxml and select Compile Report. The resulting
file, Content_Page_One.jasper, appears in the Project Explorer.
21.2.2 Adding a Report to the Report Book
Now you can add this new subreport to your report book. During this process, you'll assign a data source for
executing the subreport.
To add a report to your report book:
1. Double-click the Sample_Book.jrxml in the Project Explorer to open it in the Design tab.
TIBCO Software Inc. 325

TIBCO Jaspersoft Studio User Guide
2. Drag Content_Page_One.jasper from the Project Explorer into the Content group. In the Connection
dialog, click Finish.
3. In the Design tab, click to select Content_Page_One.jasper.
4. In the Properties view, click the Data button at the top, then click Edit Parameters.
5. In the Report Part Parameters window, click Add to open the Parameter Configuration dialog.
6. In the Parameter Name field, enter REPORT_CONNECTION.
7. Click to open the Expression Editor.
8. In the first column, select Parameters.
9. In the center column, double-click REPORT_CONNECTION parameter connection to add it to the
editor field, and click Finish. The expression appears in the Parameter Configuration field.
10. Click OK and confirm the parameter has been added to the Part Parameters list, then click Finish.
21.3 Refining the Report Book
You can further refine the report data to make your report easier to use, by sorting on additional fields, and by
adding pages to the book to introduce each of the sorted sections.
21.3.1 Sorting on Additional Fields
At this point, you could run the report, but the data it returns is sorted by City, which you established in
Creating and Adding Reports to the Report Book. To better organize the data, you can now modify the report
query to sort by Country as well.
To add a filter to a report in a report book:
1. In the Project Explorer, double-click to open content_page_one.jrxml in the designer.
2. In the Outline view, right-click the Parameters folder and select Create Parameter.
3. In the Properties view, change the name to country.
4. In the Designer, click and modify the query to say:
Select * from orders where shipcountry = $P{country} order by shipcity
5. Click OK to return to the designer.
6. Click the Preview tab at the bottom of the designer to open Input Parameters.
7. In the country field, enter Italy and run the report. The report preview displays only data related to Italy,
sorted by city.
8. Click the Design tab, then save and compile your report.
9. Open Sample_Book.jrxml in the design tab, and click to select Content_Page_One.jasper in the
Content group.
10. In the Data tab in the Properties view, click Edit Parameters to open the Report Part Parameters window,
and click Add.
11. In the Parameter Configuration Dialog, enter country as the parameter name.
12. Click to open the Expression Editor, and click Fields in the left panel.
13. Double-click SHIPCOUNTRY Field String to add it to the expression, then click Finish.
14. Click OK in the Parameter Configuration Dialog, then Finish in the Report Part Parameters window.
326 TIBCO Software Inc.

Chapter 21 Report Books
21.3.2 Adding Section Introductory Pages
You can insert pages in your reports to introduce each section of data, as determined in Sorting on Additional
Fields. These pages can include text, images, charts, or any number of other elements, pulled from a data source.
We'll place an introductory page before each country section and include the country name and a chart
representing the number of orders for each city in the country.
To add introductory pages to your report:
1. Click to open the Wizard selection window.
2. Expand the Jaspersoft Studio folder and select Jasper Report. Click Next.
3. In the Report Templates window, select the Blank A4 Landscape template. Click Next.
4. In the Report file window, select the MyReports folder and change the Blank_A4_Landscape.jrxml file
name to Country_Intro.jrxml. Click Next.
5. In the Data Source window, select Sample DB – Database JDBC Connection, and enter the following
query and click Next:
select count(*) c, shipcity from orders group by shipcity
6. In the Fields window, add the following Dataset fields to the Fields panel and click Next.
•C
•SHIPCITY
7. In the Group By window, click Finish. The Country_Intro.jrxml appears in the Design tab.
Now you can determine what data appears on the intro pages.
To modify the data on the intro pages:
1. With Country_Intro.jrxml open in the Design tab, click the Title band and increase its height to 350 pixels.
2. In the Outline view, right-click Parameters and select Create Parameter.
3. In the Properties view, change the Name from Parameter 1 to Country.
4. In the Designer view, click to open the Dataset and Query Dialog.
5. Modify the query to say:
select count(*) c, shipcity from orders where shipcountry = $P{Country} group by
shipcity
6. Click OK.
7. Save Country_Intro.jrxml.
8. In the Outline view, drag Country from the Parameters list into the Title band.
9. Click the Country parameter ($P{Country}).
10. In the Properties view, click Text Field. Increase the font size to 26.
11. Click outside the parameter element.
Next, you can add a chart to the intro pages, that provides a graphical representation of the data in the section.
To add a chart to the intro pages:
1. In the Palette view, select and drag HTML5 Charts from the Components Pro section and place it under the
parameter element in the designer view.
2. In the Chart type selection dialog, scroll down and select Pie. Click OK.
3. Resize the pie chart to fit the space. See Creating a Simple Chart for more information.
4. Double-click the chart element to open the Chart Properties.
TIBCO Software Inc. 327

TIBCO Jaspersoft Studio User Guide
5. Click the Chart Data tab, then click the Configuration tab.
6. In the Categories Levels section, double-click Level1.
7. In the Expression text box, delete "Change Me" and click .
8. Select Fields from the first column, and double-click SHIPCITY Field String to add it to the expression.
9. Click Finish.
10. Update the Name field to "City" and click OK.
11. Back in the Chart Properties dialog, update the following information:
•Name:Number of orders.
•Label Expression:"Number of orders"
•Calculation: Nothing
•Value Expression:Delete new Integer1, click , and double-click C Field Long, then click Finish.
12. Click OK, then save the report.
13. Compile Country_Intro.jrxml to create a .jasper file.
Now, you can add the Country_Intro page to your book, and configure it to display the correct data.
To add and configure the intro page::
1. Open Sample_Book.jrxml in the Design tab.
2. Drag Country_Intro.jasper from the Project Explorer into the Content group of Sample_Book.jrxml, and
place it to the left of the Content_Page_One.jasper file.
3. In the Design tab, click to select Country_Intro.jasper.
4. In the Properties view, click Edit Parameters.
5. In the Report Part Parameters window, click Add to open the Parameter Configuration dialog.
6. In the Parameter Name field, enter REPORT_CONNECTION.
7. Click to open the Expression Editor.
8. In the first column, select Parameters.
9. From the center column, double-click REPORT_CONNECTION parameter connection to add it to the
editor field, and click Finish. The expression appears in the Parameter Expression field.
10. Click OK and confirm the parameter has been added to the Part Parameters list.
11. Click Add to open the Parameter Configuration dialog again.
12. In the Parameter Name field, enter Country.
13. Click to open the Expression Editor.
14. In the first column, select Fields.
15. From the center column, double-click SHIPCOUNTRY Field String to add it to the editor field, and click
Finish. The expression appears in the Parameter Expression field.
16. Click OK and confirm the parameter has been added to the Part Parameters list, click Finish.
21.4 Configuring the Table of Contents
Your report book is organized and the reports are populated with data. Now you can configure your Table of
Contents so your users can find the information they need.
328 TIBCO Software Inc.

Chapter 21 Report Books
The Table of Contents is derived from a special data source created by JasperReports and included as a property
in the report book. This property, net.sf.jasperreports.bookmarks.data.source.parameter, collects
bookmarks from the report book's content pages. So you'll need to add bookmarks to your reports.
To add bookmarks:
1. Open Country_Intro.jrxml in the Design tab.
2. Click the Country parameter in the Title band.
3. In the Properties view, click Hyperlink.
4. Expand the Anchor and Bookmark section.
5. Click to open the Expression Editor, and click Parameters.
6. Double-click Country Parameter String to add it to the expression, then click Finish.
7. In the Properties view, change the Bookmark Level to 1.
8. Click outside the design space in the Design tab, then click Report in the Properties view.
9. Click to enable Create bookmarks.
10. Open the Content_Page_One.jrxml in the Design tab.
11. Click the $F{SHIPCITY} text band.
12. In the Properties view, click Hyperlink.
13. Expand the Anchor and Bookmark section.
14. Click to open the Expression Editor, and click Fields.
15. Double-click SHIPCITY Field String to add it to the expression, then click Finish.
16. In the Properties view, change the Bookmark Level to 2.
17. Save all files, and compile the Sample_Book.jrxml.
21.5 Report Book Pagination
To ensure that the report book's pagination increments correctly, you need to modify a few variables.
To establish the report book pagination:
1. In the Project Explorer, double-click to open Content_Page_One.jrxml.
2. On the Design tab, double-click the text field containing the expression " "+$V{PAGE_NUMBER}.
3. In the Expression Editor, and click Variables in the left panel.
4. Update the expression to the following:
"Page "+$V{MASTER_CURRENT_PAGE}+" of"
5. Click Finish.
6. Click to select the text field you just updated. Then in the Properties view, select Text Field.
7. Use the Evaluation Time drop-down menu to select Master.
8. Back in the Design tab, double-click the text field containing the expression "Page "+$V{PAGE_
NUMBER}.
9. In the Expression Editor, and click Variables in the left panel.
10. Update the expression to the following:
" "+$V{MASTER_TOTAL_PAGES}
11. Click Finish.
12. As you did in steps 6-7, use the Evaluation Time drop-down menu to select Master.
TIBCO Software Inc. 329

TIBCO Jaspersoft Studio User Guide
13. Save your project.
21.6 Publishing the Report Book
Now that your report book has been created, tested, refined, configured, and paginated, you can publish it to
JasperReports Server, so it is available to users
To publish your report book to JasperReports Server:
1. In the Project Explorer, double-click to open Sample_Book.jrxml in the Design tab.
2. Click to open the Report Publishing wizard.
3. Browse to JS Server >Public >Samples >Reports, and click Next.
4. In the Select Resources dialog, verify that the following resources are listed:
•Content_Page_One.jrxml
•Country_Intro.jrxml
•Sample_Book_backcover.jrxml
•Sample_Book_cover.jrxml
•Sample_Book_toc.jrxml
•wave.png
5. Click Next.
6. Specify your data source, JServer JNDI Data Source, and click Finish.
Your report book is published, and is available for use in JasperReports Server
330 TIBCO Software Inc.

CHAPTER 22 PREFERENCES AND CONFIGURATION
You can set preferences for Jaspersoft Studio in the Preferences window.
To open the Preferences window:
1. Select Window > Preferences to open the Preferences window.
2. Expand the Jaspersoft Studio node.
22.1 Properties
You can set JasperReports properties in the Jaspersoft Studio > Properties page of the Preferences window.
Setting a property here sets it as the default for all reports. You can also set many properties at the report or
element level. A property set at the element level overrides a property set at the report level; a property set at
the report level overrides a property set at the Jaspersoft Studio level.
22.2 JasperReports Samples
JasperReports Library provides a number of sample reports that show how to use many of the available features.
You can download and install the samples as a project in Jaspersoft Studio as follows:
1. Select File> New> Other from the main menu.
2. In the New dialog box, expand Jaspersoft Studio.
3. Select JasperReports Samples and click Next.
4. Enter a name for the project folder and click Finish.
The sample reports are downloaded to the location you chose. You can now view and work with these reports
in Jaspersoft Studio.
22.3 Units of Measure in Jaspersoft Studio
Jaspersoft Studio can handle many units of measure, including pixels, centimeters, millimeters and inches. To
accomplish this, we included a measure component in Jaspersoft Studio. This component looks like a standard
text box with a place to enter a measure unit to the right of the value.
This component can handle a different measure unit for each field, if needed.
TIBCO Software Inc. 331

TIBCO Jaspersoft Studio User Guide
22.3.1 Configuration
You can set two preferred (default) units of measure, one at the field level, the other at the report level. The
report level unit is used wherever there is not a preferred field unit of measure. The report's default unit of
measure is the pixel.
To change the report level unit:
1. Select Window > Preferences to open the Preferences window.
2. Expand Jaspersoft Studio and select Report Designer.
3. Use the Default Unit drop-down menu to select one of the following units of measure:
•Pixels
•Inches
•Millimeters
•Centimeters
•Meters
22.3.2 Changing the Field Unit of Measure
To change a field's local unit of measure select the field, double-click the unit of measure in the Properties view,
and select a supported unit from the pop-up menu:
Figure 22-1 Updating a field's measure unit
22.3.3 Alias and Auto-complete
Jaspersoft Studio has included alias and auto-complete services for units of measure. The following table shows
your options.
332 TIBCO Software Inc.

Chapter 22 Preferences and Configuration
Unit Accepted Values
centimeter centimeter, centimeters, cm
millimeter millimeter, millimeters, mm
meter meter, meters, m
pixel pixel, pixels, px
inch inch, inches, " (double quote)
Enter a value and begin typing a unit of measure. Auto-complete will list the matching supported values for you
to choose from.
22.3.4 Approximations
Even through Jaspersoft Studio handles many units of measure, JasperReports works only with pixels. So pixels
are the only unit allowed in the project file. Jaspersoft Studio approximates measurements and converts them to
pixels. For example, 5 cm is converted to the nearest whole-number value in pixels. In this case the 5
centimeters is converted to 139 pixels (approximately 4.97 cm).
22.4 Export and Import
Export and import allow you to migrate configuration resources between instances of Jaspersoft Studio. As of
Jaspersoft Studio 6.2.2, you can export the following configuration resources:
•global data adapters
•JasperReports Server configurations
•composite elements
•text, table, and crosstab styles
•global JasperReports properties
•Jaspersoft Studio preferences
The Jaspersoft Studio application logger preferences cannot be exported, since they are determined in
part by your application INI configuration.
You can choose to export all of these categories or only a subset of them; however, you can't choose individual
items inside a category. The result of the export is a single zip file (compressed archive), which can be imported
into another Jaspersoft Studio instance. Again, you can choose which of the available categories inside the zip
you want to import.
To export configuration resources:
1. Select File> Export.
The Export dialog is displayed
2. Select Jaspersoft Studio> Jaspersoft Studio Configuration for the destination and click Next.
The export wizard shows the resource categories that can be exported, with the number of resources in each
category. If there are no resources in a category, the category does not appear on the list.
TIBCO Software Inc. 333

TIBCO Jaspersoft Studio User Guide
Figure 22-2 Export Jaspersoft Studio Configuration Wizard
3. Select the categories you want to export and click Next.
4. Enter the location and name you want for the exported file and click Finish.
A zip file is created in the location you chose.
To import configuration resources:
1. Select File> Import.
The Import dialog is displayed.
2. Select Jaspersoft Studio> Jaspersoft Studio Configuration and click Next.
3. Enter the location and file name of the zip file you wish to import and click Next.
If the file is a valid configuration file, the wizard shows the resource categories that can be imported, with
the number of resources in each category. If the file is not a valid configuration file, you will receive an
error message.
334 TIBCO Software Inc.

Chapter 22 Preferences and Configuration
Figure 22-3 Selecting Categories to Import
4. Select the resource categories you want to import and click Finish.
5. If there is a naming conflict between an imported resource and an existing resource in your Jaspersoft
Studio configuration, choose the action in you want in the displayed dialog. For resource categories other
than Jaspersoft Studio properties and JasperReports Library properties, you have three choices:
•Overwrite – Overwrites the existing resource(s) with the imported resource(s)of the same name.
•Keep both – Automatically renames the conflicting imported resource(s) with a unique name.
•Skip – Keeps the existing resources and discards the imported resources.
For Jaspersoft Studio properties and JasperReports Library properties, which do not support multiple
instances, you are prompted to choose to overwrite or not.
As before, you must choose the same action for all conflicting resources in a category. For example, if you
have multiple conflicting global data adapters, you must overwrite, keep both, or skip all global data
adapters. A separate dialog is shown for each category where you have conflicting resources. You can
choose different actions for different categories.
22.4.1
22.5 Setting Compatibility with Earlier Versions of JasperReports Library
If you are using your reports with an application you have built using JasperReports Library, you can set the
version to use for compiling your reports. Normally, when you compile a report, Jaspersoft Studio uses the
TIBCO Software Inc. 335

TIBCO Jaspersoft Studio User Guide
corresponding version of JasperReports Library. For example, if you compile a report from Jaspersoft Studio 6.2,
it uses JasperReports Library 6.2. For backwards compatibility with your applications, you can configure
Jaspersoft Studio to use an earlier version of JasperReports Library to compile your reports. If you do this, any
features in your reports that rely on a later version of JasperReports Library will not be available.
If you are exporting your reports to JasperReports Server, you should configure the version in the
JasperReports Server connection settings, as described in 12.1.1, “Advanced Connection Settings,” on
page171. Use the compatibility setting only if you are using your reports on your own application built
from JasperReports Library.
To set the version of JasperReports Library to use for compiling reports:
1. Select Window > Preferences from the main menu.
The Preferences dialog is displayed.
2. Select Jaspersoft Studio > Compatibility.
The Compatibility window is displayed.
Figure 22-4 Setting JasperReports Library Version
3. To save your reports in an earlier version of JRXML, select the version you want from the Version menu in
the Source .jrxml Version section of the dialog.
4. To remove Jaspersoft Studio properties from your compiled reports, select Don't save Jaspersoft Studio
properties. Properties specific to Jaspersoft Studio include some layout information, dimensions in pixels
or millimeters, and the data adapter that was most recently used in Jaspersoft Studio.
336 TIBCO Software Inc.

Chapter 22 Preferences and Configuration
5. To use an earlier version of JasperReports Library to compile reports, select the version you from the
Version menu in the Compiler Settings section of the dialog. If the version you want is not available, set it
up as described in the next step.
6. To add a version of JasperReports Library to the Version menu in the Compiler Settings section of the
dialog click Manage JasperReports Versions and select the version you want:
a. To use a version you already have installed, click Add From Path, then select the directory where the
JasperReports Library is located.
Jaspersoft Studio verifies that the path contains JasperReports Library and adds the version to the
Version menu in the Compiler Settings section of the Compatibility dialog.
b. To download and install JasperReports Library from a URL, click Add From URL and select the
URLfrom SourceForge (https://sourceforge.net/projects/jasperreports/) or from another location.
Jaspersoft Studio downloads and verifies the jar files, copies the files to a Jaspersoft Studio internal
directory, and adds the version to the Version menu in the Compiler Settings section of the
Compatibility dialog.
TIBCO Software Inc. 337

TIBCO Jaspersoft Studio User Guide
338 TIBCO Software Inc.

APPENDIX A CONCEPTS OF JASPERREPORTS
This chapter illustrates JasperReports' base concepts for a better understanding of how Jaspersoft Studio works.
The JasperReports API, the XML syntax for report definition, and details for using the library in your own
programs are documented in the JasperReports Library Ultimate Guide. This guide, along with other
information and examples, is directly available on the Jaspersoft community site at
http://community.jaspersoft.com.
JasperReports is published under the LGPL license, which is a less restrictive GPL license. JasperReports can be
freely used on commercial programs without buying expensive software licenses and without remaining trapped
in the complicated net of open source licenses. This is important when reports created with Jaspersoft Studio are
used in a commercial product; in fact, programs only need the JasperReports library to produce prints, which
work something like runtime executables.
This chapter contains the following sections:
•JRXML Sources and Jasper Files
•Data Sources and Print Formats
•A Simple Program
A.1 JRXML Sources and Jasper Files
JasperReports defines a report with an XML file. A JRXML file is composed of a set of sections; some concerned
with the report’s physical characteristics (such as the dimensions of the page, positioning of the fields, and
height of the bands), and some concerned with the logical characteristics (such as the declaration of the
parameters and variables and the definition of a query for data selection).
A.1.1 The Report Lifecycle
The life cycle of a JasperReport is divided into two phases:
•Report development – designing and planning the report, creating a JRXML file, and compiling a Jasper
file from the JRXML.
•Report execution – loading the Jasper file, filling the report, and exporting the output (a Jasper print object)
in a final format.
Jaspersoft Studio is primarily focused on report development, though it is able to preview the result and export
it in all the supported formats. Jaspersoft Studio provides support for a wide range of data sources and allows
TIBCO Software Inc. 339

TIBCO Jaspersoft Studio User Guide
users to create custom data sources, thereby becoming a complete environment for report development and
testing.
When you design a report, you specify where the data comes from, how it is positioned on the page, and
additional functionality, such as parameters for input controls or complex formulas to perform calculations. The
result is a template, similar to a form containing blank space, that is filled with data when the report is executed.
The template is stored in a JRXML file, which is an XML document that contains the definition of the report
layout and design.
Before executing a report, the JRXML must be compiled in a binary object called a Jasper file. Jasper files are
what you need to ship with your application in order to run the reports.
Report execution is performed by passing a Jasper file and a data source to JasperReports. There are many data
source types. You can fill a Jasper file from an SQL query, an XML file, a .csv file, an HQL (Hibernate Query
Language) query, a collection of JavaBeans, and others. If you don't have a suitable data source, JasperReports
allows you to write your own custom data source. With a Jasper file and a data source, JasperReports is able to
generate the final document in the format you want.
Jaspersoft Studio also lets you configure data sources and use them to test your reports. In many cases, data-
driven wizards can help you design your reports much quicker. Jaspersoft Studio includes the JasperReports
engine itself to let you preview your report output, test, and refine your reports.
340 TIBCO Software Inc.

Appendix A Concepts of JasperReports
The following table shows sample report source code.
<?xml version="1.0" encoding="UTF-8"?>
<jasperReport xmlns="http://jasperreports.sourceforge.net/jasperreports"
xmlns:xsi="http://www.w3.org/2001/XMLSchema-instance"
xsi:schemaLocation="http://jasperreports.sourceforge.net/jasperreports
http://jasperreports.sourceforge.net/xsd/jasperreport.xsd"
name="My first report" pageWidth="595" pageHeight="842" columnWidth="535"
leftMargin="20" rightMargin="20" topMargin="20" bottomMargin="20">
<queryString language="SQL">
<![CDATA[select * from address order by city]]>
</queryString>
<field name="ID" class="java.lang.Integer">
<fieldDescription><![CDATA[]]></fieldDescription>
</field>
<field name="FIRSTNAME" class="java.lang.String">
<fieldDescription><![CDATA[]]></fieldDescription>
</field>
<field name="LASTNAME" class="java.lang.String">
<fieldDescription><![CDATA[]]></fieldDescription>
</field>
<field name="STREET" class="java.lang.String">
<fieldDescription><![CDATA[]]></fieldDescription>
</field>
<field name="CITY" class="java.lang.String">
<fieldDescription><![CDATA[]]></fieldDescription>
</field>
<group name="CITY">
<groupExpression><![CDATA[$F{CITY}]]></groupExpression>
<groupHeader>
<band height="27">
<staticText>
<reportElement mode="Opaque" x="0" y="0" width="139" height="27"
forecolor="#FFFFFF" backcolor="#000000"/>
<textElement>
<font size="18"/>
</textElement>
<text><![CDATA[CITY]]></text>
</staticText>
<textField hyperlinkType="None">
<reportElement mode="Opaque" x="139" y="0" width="416" height="27"
forecolor="#FFFFFF" backcolor="#000000"/>
<textElement>
<font size="18" isBold="true"/>
</textElement>
<textFieldExpression class="java.lang.String"><![CDATA[$F{CITY}]]>
</textFieldExpression>
</textField>
</band>
</groupHeader>
<groupFooter>
<band height="8">
<line direction="BottomUp">
<reportElement key="line" x="1" y="4" width="554" height="1"/>
</line>
Table A-1 A simple JRMXL file example
TIBCO Software Inc. 341

TIBCO Jaspersoft Studio User Guide
</band>
</groupFooter>
</group>
<background>
<band/>
</background>
<title>
<band height="58">
<line>
<reportElement x="0" y="8" width="555" height="1"/>
</line>
<line>
<reportElement positionType="FixRelativeToBottom" x="0" y="51" width="555"
height="1"/>
</line>
<staticText>
<reportElement x=”65” y=”13” width ”424” height=”35”/>
<textElement textAlignment=”Center”>
<font size=”26” isBold=”true”/>
</textElement>
<text><![CDATA[Classic template]]> </text>
</staticText>
</band>
</title>
<pageHeader>
<band/>
</pageHeader>
<columnHeader>
<band height="18">
<staticText>
<reportElement mode="Opaque" x="0" y="0" width="138" height="18"
forecolor="#FFFFFF" backcolor="#999999"/>
<textElement>
<font size="12"/>
</textElement>
<text><![CDATA[ID]]></text>
</staticText>
<staticText>
<reportElement mode="Opaque" x="138" y="0" width="138" height="18"
forecolor="#FFFFFF" backcolor="#999999"/>
<textElement>
<font size="12"/>
</textElement>
<text><![CDATA[FIRSTNAME]]></text>
</staticText>
<staticText>
<reportElement mode="Opaque" x="276" y="0" width="138" height="18"
forecolor="#FFFFFF" backcolor="#999999"/>
<textElement>
<font size="12"/>
</textElement>
<text><![CDATA[LASTNAME]]></text>
342 TIBCO Software Inc.

Appendix A Concepts of JasperReports
</staticText>
<staticText>
<reportElement mode="Opaque" x="414" y="0" width="138" height="18"
forecolor="#FFFFFF" backcolor="#999999"/>
<textElement>
<font size="12"/>
</textElement>
<text><![CDATA[STREET]]></text>
</staticText>
</band>
</columnHeader>
<detail>
<band height="20">
<textField hyperlinkType="None">
<reportElement x="0" y="0" width="138" height="20"/>
<textElement>
<font size="12"/>
</textElement>
<textFieldExpression class="java.lang.Integer"><![CDATA[$F{ID}]]>
</textFieldExpression>
</textField>
<textField hyperlinkType="None">
<reportElement x="138" y="0" width="138" height="20"/>
</textField>
<textElement>
<font size="12"/>
</textElement>
<textFieldExpression class="java.lang.String"><![CDATA[$F{FIRSTNAME}]]>
</textFieldExpression>
<textField hyperlinkType="None">
<reportElement x="276" y="0" width="138" height="20"/>
<textElement>
<font size="12"/>
</textElement>
<textFieldExpression class="java.lang.String"><![CDATA[$F{LASTNAME}]]>
</textFieldExpression>
</textField>
<textField hyperlinkType="None">
<reportElement x="414" y="0" width="138" height="20"/>
<textElement>
<font size="12"/>
</textElement>
<textFieldExpression class="java.lang.String"><![CDATA[$F{STREET}]]>
</textFieldExpression>
</textField>
</band>
</detail>
<columnFooter>
<band/>
</columnFooter>
<pageFooter>
<band height="26">
<textField evaluationTime="Report" pattern="" isBlankWhenNull="false"
hyperlinkType="None">
<reportElement key="textField" x="516" y="6" width="36" height="19"
forecolor="#000000" backcolor="#FFFFFF"/>
TIBCO Software Inc. 343

TIBCO Jaspersoft Studio User Guide
<textElement>
<font size="10"/>
</textElement>
<textFieldExpression class="java.lang.String"><![CDATA["" +
$V{PAGE_NUMBER}]]></textFieldExpression>
</textField>
<textField pattern="" isBlankWhenNull="false" hyperlinkType="None">
<reportElement key="textField" x="342" y="6" width="170" height="19"
forecolor="#000000" backcolor="#FFFFFF"/>
<box>
<topPen lineWidth="0.0" lineStyle="Solid" lineColor="#000000"/>
<leftPen lineWidth="0.0" lineStyle="Solid" lineColor="#000000"/>
<bottomPen lineWidth="0.0" lineStyle="Solid" lineColor="#000000"/>
<rightPen lineWidth="0.0" lineStyle="Solid" lineColor="#000000"/>
</box>
<textElement textAlignment="Right">
<font size="10"/>
</textElement>
<textFieldExpression class="java.lang.String"><![CDATA["Page " +
$V{PAGE_NUMBER} + " of "]]></textFieldExpression>
</textField>
<textField pattern="" isBlankWhenNull="false" hyperlinkType="None">
<reportElement key="textField" x="1" y="6" width="209" height="19"
forecolor="#000000" backcolor="#FFFFFF"/>
<box>
<topPen lineWidth="0.0" lineStyle="Solid" lineColor="#000000"/>
<leftPen lineWidth="0.0" lineStyle="Solid" lineColor="#000000"/>
<bottomPen lineWidth="0.0" lineStyle="Solid" lineColor="#000000"/>
<rightPen lineWidth="0.0" lineStyle="Solid" lineColor="#000000"/>
</box>
<textElement>
<font size="10"/>
</textElement>
<textFieldExpression class="java.util.Date"><![CDATA[new Date()]]>
</textFieldExpression>
</textField>
</band>
</pageFooter>
<summary>
<band/>
</summary>
</jasperReport>
During compilation of the JRXML file (using some JasperReports classes) the XML is parsed and loaded in a
JasperDesign object, which is a rich data structure that allows you to represent the exact XML contents in
memory. Regardless of the language used for expressions inside the JRXML, JasperReports creates a special Java
class that represents the whole report. The report is then compiled, instanced, and serialized in a JASPER file,
ready for loading at any time.
JasperReports' speedy operation is due to all of a report’s formulas being compiled into Java-native bytecode
and the report structure being verified during compilation instead of at run time. The JASPER file contains no
extraneous resources, such as images used in the report, resource bundles to run the report in different languages,
or extra scriptlets and external style definitions. All these resources must be provided by the host application
and located at run time.
344 TIBCO Software Inc.

Appendix A Concepts of JasperReports
A.2 Data Sources and Print Formats
Without a means of supplying content from a dynamic data source, even the most sophisticated and appealing
report would be useless. JasperReports gives you two ways to specify fill data for the output report: parameters
and data sources. Both kinds of data are presented by means of a generic interface named JRDataSource.
Figure A-1 Data Source and Parameter Flows for Report Creation
JRDataSource allows a set of records organized in tables (rows and columns) to be read. It enables
JasperReports to fill a report with data from an explicit data source, using a JDBC connection (already instanced
and opened) to whichever relational database you want to run an SQL query on (which is specified in the
report).
If the data don't meet your requirements, you may need to specify values to condition the report’s execution;
you can create name/value pairs to pass to the print engine. These pairs are named parameters, and they have to
be preventatively declared in the report. Through fillManager, you can join a JASPER file and a data source
in a JasperPrint object. This object is a meta-print that can create a real print after you export it in the format of
your choice through appropriate classes that implement the JRExporter interface.
JasperReports give you pre-defined exporters, such as those for creating files formatted as PDF,XLS, CVS,
XML, RTF, ODF, text, HTML and SWF. Through the JRViewer class, you can view the print directly on the
screen and print a hard copy.
A.3 Using JasperReports Extensions in Jaspersoft Studio
JasperReports provides several ways to extend its functionality. In general, extensions (like components, fonts,
query executors, chart themes, and so on) are packaged in JARs. To use these extensions in Jaspersoft Studio,
just add the required JARs to the Jaspersoft Studio classpath. The Jaspersoft Studio classpath is composed of
static and reloadable paths. Extensions must be set as static paths, while objects that don’t require a proper
descriptor or special loading mechanism (such as scriptlets and custom data sources) can be reloadable.
TIBCO Software Inc. 345

TIBCO Jaspersoft Studio User Guide
A.4 A Simple Program
In conclusion, following is an example of a simple program that shows how to produce a PDF file from a Jasper
file using a data source named JREmptyDataSource, a utility data source that provides zero or more records
without fields. The file test.jasper, referenced in the example, is the compiled version of the code in Table A-1
on page 341.
import net.sf.jasperreports.engine.*;
import net.sf.jasperreports.engine.export.*;
import java.util.*;
public class JasperTest
{
public static void main(String[] args)
{
String fileName = "/devel/examples/test.jasper";
String outFileName = "/devel/examples/test.pdf";
HashMap hm = new HashMap();
try
{
JasperPrint print = JasperFillManager.fillReport(
fileName,
hm,
new JREmptyDataSource());
JRExporter exporter =
new net.sf.jasperreports.engine.export.JRPdfExporter();
exporter.setParameter(
JRExporterParameter.OUTPUT_FILE_NAME,
outFileName);
exporter.setParameter(
JRExporterParameter.JASPER_PRINT,print);
exporter.exportReport();
System.out.println("Created file: " + outFileName);
}
catch (JRException e)
{
e.printStackTrace();
System.exit(1);
}
catch (Exception e)
{
e.printStackTrace();
System.exit(1);
}
}
}
Table A-2 JasperTest.java
346 TIBCO Software Inc.

GLOSSARY
Ad Hoc Editor
The interactive data explorer in JasperReports Server Professional and Enterprise editions. Starting from a
predefined collection of fields, the Ad Hoc Editor lets you drag and drop fields, dimensions, and measures to
explore data and create tables, charts, and crosstabs. These Ad Hoc views can be saved as reports.
Ad Hoc Report
In previous versions of JasperReports Server, a report created through the Ad Hoc Editor. Such reports could be
added to dashboards and be scheduled, but when edited in Jaspersoft Studio, lost their grouping and sorting. In
the current version, the Ad Hoc Editor is used to explore views which in turn can be saved as reports. Such
reports can be edited in Jaspersoft Studio without loss, and can be scheduled and added to dashboards.
Ad Hoc View
A view of data that is based on a Domain, Topic, or OLAP client connection. An Ad Hoc view can be a table,
chart, or crosstab and is the entry point to analysis operations such as slice and dice, drill down, and drill
through. Compare OLAP View. You can save an Ad Hoc view as a report in order to edit it in the interactive
viewer, schedule it, or add it to a dashboard.
Aggregate Function
An aggregate function is one that is computed using a group of values; for example, Sum or Average. Aggregate
functions can be used to create calculated fields in Ad Hoc views. Calculated fields containing aggregate
functions cannot be used as fields or added to groups in an Ad Hoc view and should not be used as filters.
Aggregate functions allow you to set a level, which specifies the scope of the calculation; level values include
Current (not available for PercentOf), ColumnGroup, ColumnTotal, RowGroup, RowTotal, Total
Analysis View
See OLAP View.
Audit Archiving
To prevent audit logs from growing too large to be easily accessed, the installer configures JasperReports Server
to move current audit logs to an archive after a certain number of days, and to delete logs in the archive after a
certain age. The archive is another table in the JasperReports Server's repository database.
Audit Domains
A Domain that accesses audit data in the repository and lets administrators create Ad Hoc reports of server
activity. There is one Domain for current audit logs and one for archived logs.
TIBCO Software Inc. 347

TIBCO Jaspersoft Studio User Guide
Audit Logging
When auditing is enabled, audit logging is the active recording of who used JasperReports Server to do what
when. The system installer can configure what activities to log, the amount of detail gathered, and when to
archive the data. Audit logs are stored in the same private database that JasperReports Server uses to store the
repository, but the data is only accessible through the audit Domains.
Auditing
A feature of JasperReports Server Enterprise edition that records all server activity and allows administrators to
view the data.
Calculated Field
In an Ad Hoc view or a Domain, a field whose value is calculated from a user-defined formula that may include
any number of fields, operators, and constants. For Domains, a calculated field becomes one of the items to
which the Domain's security file and locale bundles can apply. There are more functions available for Ad Hoc
view calculations than for Domains.
CRM
Customer Relationship Management. The practice of managing every facet of a company's interactions with its
clientele. CRM applications help businesses track and support their customers.
CrossJoin
An MDX function that combines two or more dimensions into a single axis (column or row).
Cube
The basis of most OLAP applications, a cube is a data structure that contains three or more dimensions that
categorize the cube's quantitative data. When you navigate the data displayed in an OLAP view, you are
exploring a cube.
Custom Field
In the Ad Hoc Editor, a field that is created through menu items as a simple function of one or two available
fields, including other custom fields. When a custom field becomes too complex or needs to be used in many
reports, it is best to define it as a calculated field in a Domain.
Dashboard
A collection of reports, input controls, graphics, labels, and web content displayed in a single, integrated view.
Dashboards often present a high level view of your data, but input controls can parametrize the data to display.
For example, you can narrow down the data to a specific date range. Embedded web content, such as other web-
based applications or maps, make dashboards more interactive and functional.
Dashlet
An element in a dashboard. Dashlets are defined by editable properties that vary depending on the dashlet type.
Types of dashlet include reports, text elements, filters, and external web content.
Data Island
A single join tree or a table without joins in a Domain. A Domain may contain several data islands, but when
creating an Ad Hoc view from a Domain, you can only select one of them to be available in the view.
Data Policy
In JasperReports Server, a setting that determines how the server processes and caches data used by Ad Hoc
reports. Select your data policies by clicking Manage > Server > Settings Ad Hoc Settings. By default, this
setting is only available to the superuser account.
348 TIBCO Software Inc.

Glossary
Data Source
Defines the connection properties that JasperReports Server needs to access data. The server transmits queries to
data sources and obtains datasets in return for use in filling reports and previewing Ad Hoc reports.
JasperReports Server supports JDBC, JNDI, and Bean data sources; custom data sources can be defined as well.
Dataset
A collection of data arranged in columns and rows. Datasets are equivalent to relational results sets and the
JRDataSource type in the JasperReports Library.
Datatype
In JasperReports Server, a datatype is used to characterize a value entered through an input control. A datatype
must be of type text, number, date, or date-time. It can include constraints on the value of the input, for example
maximum and minimum values. As such, a datatype in JasperReports Server is more structured than a datatype
in most programming languages.
Denormalize
A process for creating table joins that speeds up data retrieval at the cost of having duplicate row values
between some columns.
Derived Table
In a Domain, a derived table is defined by an additional query whose result becomes another set of items
available in the Domain. For example, with a JDBC data source, you can write an SQL query that includes
complex functions for selecting data. You can use the items in a derived table for other operations on the
Domain, such as joining tables, defining a calculated field, or filtering. The items in a derived table can also be
referenced in the Domain's security file and locale bundles.
Dice
An OLAP operation to select columns.
Dimension
A categorization of the data in a cube. For example, a cube that stores data about sales figures might include
dimensions such as time, product, region, and customer's industry.
Domain
A virtual view of a data source that presents the data in business terms, allows for localization, and provides
data-level security. A Domain is not a view of the database in relational terms, but it implements the same
functionality within JasperReports Server. The design of a Domain specifies tables in the database, join clauses,
calculated fields, display names, and default properties, all of which define items and sets of items for creating
Ad Hoc reports.
Domain Topic
A Topic that is created from a Domain by the Data Chooser. A Domain Topic is based on the data source and
items in a Domain, but it allows further filtering, user input, and selection of items. Unlike a JRXML-based
Topic, a Domain Topic can be edited in JasperReports Server by users with the appropriate permissions.
Drill
To click on an element of an OLAP view to change the data that is displayed:
•Drill down. An OLAP operation that exposes more detailed information down the hierarchy levels by
delving deeper into the hierarchy and updating the contents of the navigation table.
TIBCO Software Inc. 349

TIBCO Jaspersoft Studio User Guide
•Drill through. An OLAP operation that displays detailed transactional data for a given aggregate measure.
Click a fact to open a new table beneath the main navigation table; the new table displays the low-level
data that constitutes the data that was clicked.
•Drill up. An OLAP operation for returning the parent hierarchy level to view to summary information.
Eclipse
An open source Integrated Development Environment (IDE) for Java and other programming languages, such as
C/C++.
ETL
Extract, Transform, Load. A process that retrieves data from transactional systems, and filters and aggregates the
data to create a multidimensional database. Generally, ETL prepares the database that your reports will access.
The Jaspersoft ETL product lets you define and schedule ETL processes.
Fact
The specific value or aggregate value of a measure for a particular member of a dimension. Facts are typically
numeric.
Field
A field is equivalent to a column in the relational database model. Fields originate in the structure of the data
source, but you may define calculated fields in a Domain or custom fields in the Ad Hoc Editor. Any type of
field, along with its display name and default formatting properties, is called an item and may be used in the Ad
Hoc Editor.
Frame
In Jaspersoft Studio, a frame is a rectangular element that can contain other elements and optionally draw a
border around them. Elements inside a frame are positioned relative to the frame, not to the band, and when you
move a frame, all the elements contained in the frame move together. A frame automatically stretches to fit its
contents.
Frame can also refer to an element in a legacy dashboard; it's the equivalent of a dashlet.
Group
In a report, a group is a set of data rows that have an identical value in a designated field.
•In a table, the value appears in a header and footer around the rows of the group, while the other fields
appear as columns.
•In a chart, the field chosen to define the group becomes the independent variable on the X axis, while the
other fields of each group are used to compute the dependent value on the Y axis.
Hierarchy Level
In an OLAP cube, a member of a dimension containing a group of members.
Input Control
A button, check box, drop-down list, text field, or calendar icon that allows users to enter a value when running
a report or viewing a dashboard that accepts input parameters. For JRXML reports, input controls and their
associated datatypes must be defined as repository objects and explicitly associated with the report. For
Domain-based reports that prompt for filter values, the input controls are defined internally. When either type of
report is used in a dashboard, its input controls are available to be added as special content.
350 TIBCO Software Inc.

Glossary
Item
When designing a Domain or creating a Topic based on a Domain, an item is the representation of a database
field or a calculated field along with its display name and formatting properties defined in the Domain. Items
can be grouped in sets and are available for use in the creation of Ad Hoc reports.
JasperReport
A combination of a report template and data that produces a complex document for viewing, printing, or
archiving information. In the server, a JasperReport references other resources in the repository:
•The report template (in the form of a JRXML file)
•Information about the data source that supplies data for the report
•Any additional resources, such as images, fonts, and resource bundles referenced by the report template.
The collection of all the resources that are referenced in a JasperReport is sometimes called a report unit. End
users usually see and interact with a JasperReport as a single resource in the repository, but report creators must
define all of the components in the report unit.
Jaspersoft Studio
A commercial open source tool for graphically designing reports that leverage all features of the JasperReports
Library. Jaspersoft Studio lets you drag and drop fields, charts, and sub-reports onto a canvas, and also define
parameters or expressions for each object to create pixel-perfect reports. You can generate the JRXML of the
report directly in Jaspersoft Studio, or upload it to JasperReports Server. Jaspersoft Studio is implemented in
Eclipse.
JasperReports Library
An embeddable, open source, Java API for generating a report, filling it with current data, drawing charts and
tables, and exporting to any standard format (HTML, PDF, Excel, CSV, and others). JasperReports processes
reports defined in JRXML, an open XML format that allows the report to contain expressions and logic to
control report output based on run-time data.
JasperReports Server
A commercial open source, server-based application that calls the JasperReports Library to generate and share
reports securely. JasperReports Server authenticates users and lets them upload, run, view, schedule, and send
reports from a web browser. Commercial versions provide metadata layers, interactive report and dashboard
creation, and enterprise features such as organizations and auditing.
Jaspersoft ETL
A graphical tool for designing and implementing your data extraction, transforming, and loading (ETL) tasks. It
provides hundreds of data source connectors to extract data from many relational and non-relational systems.
Then, it schedules and performs data aggregation and integration into data marts or data warehouses that you
use for reporting.
Jaspersoft OLAP
A relational OLAP server integrated into JasperReports Server that performs data analysis with MDX queries.
The product includes query builders and visualization clients that help users explore and make sense of
multidimensional data. Jaspersoft OLAP also supports XML/A connections to remote servers.
Jaspersoft Studio
An open source tool for graphically designing reports that leverage all features of the JasperReports Library.
Jaspersoft Studio lets you drag and drop fields, charts, and sub-reports onto a canvas, and also define parameters
or expressions for each object to create pixel-perfect reports. You can generate the JRXML of the report directly
in Jaspersoft Studio, or upload it to JasperReports Server. Jaspersoft Studio is implemented in Eclipse.
TIBCO Software Inc. 351

TIBCO Jaspersoft Studio User Guide
JavaBean
A reusable Java component that can be dropped into an application container to provide standard functionality.
JDBC
Java Database Connectivity. A standard interface that Java applications use to access databases.
JNDI
Java Naming and Directory Interface. A standard interface that Java applications use to access naming and
directory services.
Join Tree
In Domains, a collection of joined tables from the actual data source. A join is the relational operation that
associates the rows of one table with the rows of another table based on a common value in given field of each
table. Only the fields in a same join tree or calculated from the fields in a same join tree may appear together in
a report.
JPivot
An open source graphical user interface for OLAP operations. For more information, visit
http://jpivot.sourceforge.net/.
JRXML
An XML file format for saving and sharing reports created for the JasperReports Library and the applications
that use it, such as Jaspersoft Studio and JasperReports Server. JRXML is an open format that uses the XML
standard to define precisely all the structure and configuration of a report.
Level
Specifies the scope of an aggregate function in an Ad Hoc view. Level values include Current (not available for
PercentOf), ColumnGroup, ColumnTotal, RowGroup, RowTotal, Total.
MDX
Multidimensional Expression Language. A language for querying multidimensional objects, such as OLAP (On
Line Analytical Processing) cubes, and returning cube data for analytical processing. An MDX query is the
query that determines the data displayed in an OLAP view.
Measure
Depending on the context:
•In a report, a formula that calculates the values displayed in a table's columns, a crosstab's data values, or a
chart's dependent variable (such as the slices in a pie).
•In an OLAP view, a formula that calculates the facts that constitute the quantitative data in a cube.
Mondrian
A Java-based, open source multidimensional database application.
Mondrian Connection
An OLAP client connection that consists of an OLAP schema and a data source. OLAP client connections
populate OLAP views.
Mondrian Schema Editor
An open source Eclipse plug-in for creating Mondrian OLAP schemas.
352 TIBCO Software Inc.

Glossary
Mondrian XML/A Source
A server-side XML/A source definition of a remote client-side XML/A connection used to populate an OLAP
view using the XML/A standard.
MySQL
An open source relational database management system. For information, visit http://www.mysql.com/.
Navigation Table
The main table in an OLAP view that displays measures and dimensions as columns and rows.
ODBO Connect
Jaspersoft ODBO Connect enables Microsoft Excel 2003 and 2007 Pivot Tables to work with Jaspersoft OLAP
and other OLAP servers that support the XML/A protocol. After setting up the Jaspersoft ODBO data source,
business analysts can use Excel Pivot Tables as a front-end for OLAP analysis.
OLAP
On Line Analytical Processing. Provides multidimensional views of data that help users analyze current and past
performance and model future scenarios.
OLAP Client Connection
A definition for retrieving data to populate an OLAP view. An OLAP client connection is either a direct Java
connection (Mondrian connection) or an XML-based API connection (XML/A connection).
OLAP Schema
A metadata definition of a multidimensional database. In Jaspersoft OLAP, schemas are stored in the repository
as XML file resources.
OLAP View
Also called an analysis view. A view of multidimensional data that is based on an OLAP client connection and
an MDX query. Unlike Ad Hoc views, you can directly edit an OLAP view's MDX query to change the data
and the way they are displayed. An OLAP view is the entry point for advanced analysis users who want to
write their own queries. Compare Ad Hoc View.
Organization
A set of users that share folders and resources in the repository. An organization has its own user accounts, roles,
and root folder in the repository to securely isolate it from other organizations that may be hosted on the same
instance of JasperReports Server.
Organization Admin
Also called the organization administrator. A user in an organization with the privileges to manage the
organization's user accounts and roles, repository permissions, and repository content. An organization admin
can also create suborganizations and mange all of their accounts, roles, and repository objects. The default
organization admin in each organization is the jasperadmin account.
Outlier
A fact that seems incongruous when compared to other member's facts. For example, a very low sales figure or a
very high number of help desk tickets. Such outliers may indicate a problem (or an important achievement) in
your business. The analysis features of Jaspersoft OLAP excel at revealing outliers.
TIBCO Software Inc. 353

TIBCO Jaspersoft Studio User Guide
Parameter
Named values that are passed to the engine at report-filling time to control the data returned or the appearance
and formatting of the report. A report parameter is defined by its name and type. In JasperReports Server,
parameters can be mapped to input controls that users can interact with.
Pivot
To rotate a crosstab such that its row groups become column groups and its column groups become rows. In the
Ad Hoc Editor, pivot a crosstab by clicking .
Pivot Table
A table with two physical dimensions (for example, X and Y axis) for organizing information containing more
than two logical dimensions (for example, PRODUCT, CUSTOMER, TIME, and LOCATION), such that each
physical dimension is capable of representing one or more logical dimensions, where the values described by
the dimensions are aggregated using a function such as SUM. Pivot tables are used in Jaspersoft OLAP.
Properties
Settings associated with an object. The settings determine certain features of the object, such as its color and
label. Properties are normally editable. In Java, properties can be set in files listing objects and their settings.
Report
In casual usage, report may refer to:
•A JasperReport. See JasperReport.
•The main JRXML in a JasperReport.
•The file generated when a JasperReport is scheduled. Such files are also called content resources or output
files.
•The file generated when a JasperReport is run and then exported.
•In previous JasperReports Server versions, a report created in the Ad Hoc Editor. See Ad Hoc Report.
Report Run
An execution of a report, Ad Hoc view, or dashboard, or a view or dashboard designer session, it measures and
limits usage of Freemium instances of JasperReports Server. The executions apply to resources no matter how
they are run (either in the web interface or through the various APIs, such as REST web services). Users of our
Community Project and our full-use commercial licenses are not affected by the limit. For more information,
please contact sales@jaspersoft.com.
Repository
The tree structure of folders that contain all saved reports, dashboards, OLAP views, and resources. Users access
the repository through the JasperReports Server web interface or through Jaspersoft Studio. Applications can
access the repository through the web service API. Administrators use the import and export utilities to back up
the repository contents.
Resource
In JasperReports Server, anything residing in the repository, such as an image, file, font, data source, Topic,
Domain, report element, saved report, report output, dashboard, or OLAP view. Resources also include the
folders in the repository. Administrators set user and role-based access permissions on repository resources to
establish a security policy.
354 TIBCO Software Inc.

Glossary
Role
A security feature of JasperReports Server. Administrators create named roles, assign them to user accounts, and
then set access permissions to repository objects based on those roles. Certain roles also determine what
functionality and menu options are displayed to users in the JasperReports Server interface.
Schema
A logical model that determines how data is stored. For example, the schema in a relational database is a
description of the relationships between tables, views, and indexes. In Jaspersoft OLAP, an OLAP schema is the
logical model of the data that appears in an OLAP view; they are uploaded to the repository as resources. For
Domains, schemas are represented in XML design files.
Schema Workbench
A graphical tool for easily designing OLAP schemas, data security schemas, and MDX queries. The resulting
cube and query definitions can then be used in Jaspersoft OLAP to perform simple but powerful analysis of
large quantities of multi-dimensional data stored in standard RDBMS systems.
Set
In Domains and Domain Topics, a named collection of items grouped together for ease of use in the Ad Hoc
Editor. A set can be based on the fields in a table or entirely defined by the Domain creator, but all items in a
set must originate in the same join tree. The order of items in a set is preserved.
Slice
An OLAP operation for filtering data rows.
SQL
Structured Query Language. A standard language used to access and manipulate data and schemas in a
relational database.
System Admin
Also called the system administrator. A user who has unlimited access to manage all organizations, users, roles,
repository permissions, and repository objects across the entire JasperReports Server instance. The system admin
can create root-level organizations and manage all server settings. The default system admin is the superuser
account.
Topic
A JRXML file created externally and uploaded to JasperReports Server as a basis for Ad Hoc reports. Topics are
created by business analysts to specify a data source and a list of fields with which business users can create
reports in the Ad Hoc Editor. Topics are stored in the Ad Hoc Components folder of the repository and
displayed when a user launches the Ad Hoc Editor.
Transactional Data
Data that describe measurable aspects of an event, such as a retail transaction, relevant to your business.
Transactional data are often stored in relational databases, with one row for each event and a table column or
field for each measure.
User
Depending on the context:
•A person who interacts with JasperReports Server through the web interface. There are generally three
categories of users: administrators who install and configure JasperReports Server, database experts or
business analysts who create data sources and Domains, and business users who create and view reports and
dashboards.
TIBCO Software Inc. 355

TIBCO Jaspersoft Studio User Guide
•A user account that has an ID and password to enforce authentication. Both people and API calls accessing
the server must provide the ID and password of a valid user account. Roles are assigned to user accounts to
determine access to objects in the repository.
View
Several meanings pertain to JasperReports Server:
•An Ad Hoc view. See Ad Hoc View.
•An OLAP view. See OLAP View.
•A database view. See http://en.wikipedia.org/wiki/View_%28database%29.
Virtual Data Source
A virtual data source allows you to combine data residing in multiple JDBC and/or JNDI data sources into a
single data source that can query the combined data. Once you have created a virtual data source, you create
Domains that join tables across the data sources to define the relationships between the data sources.
WCF
Web Component Framework. A low-level GUI component of JPivot. For more information, see
http://jpivot.sourceforge.net/wcf/index.html.
Web Services
A SOAP (Simple Object Access Protocol) API that enables applications to access certain features of
JasperReports Server. The features include repository, scheduling and user administration tasks.
XML
eXtensible Markup language. A standard for defining, transferring, and interpreting data for use across any
number of XML-enabled applications.
XML/A
XML for Analysis. An XML standard that uses Simple Object Access protocol (SOAP) to access remote data
sources. For more information, see http://www.xmla.org/.
XML/A Connection
A type of OLAP client connection that consists of Simple Object Access Protocol (SOAP) definitions used to
access data on a remote server. OLAP client connections populate OLAP views.
356 TIBCO Software Inc.

A
Ad Hoc views
localizing 184
resources 184
adding resources to the server 185
anchors 55
B
Beans SeeJava
bookmarks 55
C
Cassandra connections 136
chart reports
theme for 187
charts
combination charts 238
datasets 209
dual-axis charts 238
multi-axis charts 238
scatter charts 234
themes 218
three-dimensional pie 209
types 209
ClassNotFound error 127
classpath 127
columns
column groups 204, 206-207
in Table component 204, 206
connections
Cassandra 136
creating 125
importing from a workspace 15
JasperReports Server SeeJasperReports Server
JDBC 125
MongoDB 131
containers
grid layout 41
creating
HTML5 charts 227
report templates for JasperReports Server 179
crosstabs
adding a measure 265
adding a row group 261
creating 252
crosstab parameters 258, 267
crosstab total variables 264
custom calcuation 264
datasets 253
defined 251
editing group expressions 259
measures 263
properties 257
resizing columns 258
row and column groups 259
time fields and aggregation 254
CSV
Add node as field 146
data adapters 149
PersonBean 141
INDEX
TIBCO Software Inc. 357

TIBCO Jaspersoft Studio User Guide
custom visualization component 61
D
D3 JavaScript library 61
data adapters
Cassandra 136
collection of JavaBeans 138
copying 122
creating 120
CSV 149
default 123
Domain JRS 189
exporting 121
file-based 120
global 120
importing 121
importing from a workspace 16
in a project 120
in reports 123
JavaBeans 138
MongoDB 131
net.sf.jasperreports.data.adapter property 123
overview 119
publishing to JasperReports Server 175
Spotfire Information Links 157
using 123
XML 141
data sources
JRDataSource 154, 156, 345
JREmptyDataSource 152
JRXmlDataSource 147
subreports 309
datasets
for Table component 195, 203
in charts 209
in crosstabs 253
types 209
declaring objects 63
Design tab 28
Domains 189
drivers 126-128
E
elements
adding and deleting 23-24
attributes 38
containers 41
in cells 205
in reports 23
in tables 204
layout 41
palette 24
Properties view 41
Subreport 307
extensions 345
F
fields
adding to reports 23
CLOB 96
double 98
in Groovy expressions 98
in Java expressions 98
in SQL queries 64
Java types vs. SQL types 129
null 34, 98
units of measure in 331
folders
repository 185
workspace 13
font extensions 101
creating 107
using in a report 112
fonts
excluding scripts in font sets 106
extensions 101
font mappings 104
font sets 106
for PDF files 101
Unicode 97
uploading to JasperReports Server 115
using font extensions 112
G
GeoAnalytics 289
getFieldValue 156
grid layout 41
Groovy 93
groups
column groups 204, 206-207
creating 316
Group Band 30, 316
358 TIBCO Software Inc.

Index
Group Footer 30, 314
Group Header 30, 314
H
hardware requirements 13
HTML5 charts
advanced settings 233
available chart types 221
creating 227
disabling chart types options 233
hyperlinks 232
multi-axis charts 238
overview 221
scatter charts 234
hyperlinks 55
HTML5 charts 232
parameters in URL 57
URL 57
hypertext Seehyperlinks
I
importing
data adapters 16
server connections from a workspace 15
settings 16
Incrementer 264
Information Links 157
installation 12
iReport, user interface comparison 29
J
JasperReports
and Groovy 98
and Java 97
and JavaScript 99
compatiblity between versions 17
documentation 339
expressions 93
extensions 345
library 33, 37, 339
license 339
properties 331
samples 331
JasperReports Server
choosing a data source 175
connecting to 170
creating a Topic in Jaspersoft Studio 183
date/time stamp for scheduled reports 191
editing a JRXML file 186
editing a report unit 186
publishing report templates to 181
publishing reports to 174
repo syntax 190
repository 186
running a report 186
uploading fonts 115
Jaspersoft OLAP prerequisites 12
Jaspersoft Studio
installing 12
setting advanced properties 233
source code 18
Java
JavaBeans data adapter 138
JavaScript 93
JavaScript 61
JDBC connections 125
JDBC drivers 126-128
JFreeChart 214
JRChart 214
JRDataSource 153-154, 156, 309, 345
JREmptyDataSource 152
subreports 309
JRExporter 345
JRFileSystemDataSource 157
JRViewer 345
JRXML files
about 340
editing in the server 186
example 341
field names in 184
JRXmlDataSource 147
L
languages
Java types vs. SQL types 129
MDX 149
XPath 141
layers in TIBCO Maps 293
layout
restoring 28
tables 206
TIBCO Software Inc. 359

TIBCO Jaspersoft Studio User Guide
locales
in Ad Hoc views 184
REPORT_LOCALE parameter 77
M
map component (Google Maps)
and markers 272, 276
and paths 281
using expressions for properties 285
map component (TIBCO GeoAnalytics)
and layers 293
and markers 294, 297
and paths 300
basic structure 290
configuring 290
overview 289
using expressions for properties 292
markers
in Google Maps 272, 276
markers in TIBCO Maps 294, 297
measures
adding to a crosstab 265
Microsoft SQL Server Analytic Services 148
MongoDB
specifying queries 133
N
net.sf.jasperreports.data.adapter property 123
O
Outline view 28
outputs 345
P
page format 31
palette 38
parameters
adding and deleting 76
date/timestamp for scheduled reports 191
default 75, 77
in subreports 309
values 75, 84
paths
in Google Maps 281
in TIBCO Maps 300
PDF
font features 101
perspective 28
Pie3D 209
prerequisites for Jaspersoft OLAP 12
Preview tab 28
printing 68, 306
Problems view 29
Project Explorer 28
projects
data adapters and 120
importing 13
importing from a workspace 14
upgrading 13
properties
advanced 233
JasperReports 331
Properties view 28, 41
report properties 28, 31
setting on multiple levels 233
publishing
report templates 181
reports 174
Q
queries
fields 129
MongoDB 133
results 130
specifying 129, 138
SQL 129, 138
query languages
types 66
XPath 146
R
records, sorting and filtering 130
repo syntax 190
report editor 28
Report state 29
report templates
and JSS 182
in JasperReports Server 179
publishing to JasperReports Server 181
reports
charts 209
360 TIBCO Software Inc.

Index
crosstabs 251
data adapters and 123
output files 345
page format 31
properties 28, 31
publishing to JasperReports Server 174, 177
setting advanced properties 233
repository
in JasperReports Server 186
Repository Explorer 28
resources
adding to Jaspersoft Studio from the server 185
and Ad Hoc views 184
selecting 177
restoring windows and views 28
S
samples 331
scatter charts 234
scripting languages 93
Select Resources window 177
settings
importing from a workspace 16
software requirements 12
source code 18
Source tab 28
Spotfire Information Links 157
SQL queries
field types 129
fields 64
results 130
specifying 129, 138
subdatasets 195, 203
Subreport element 307
subreports
about 303
and XML data sources 146
creating 303, 306
data sources 309
dimensions in master report 307
empty datasource in 309
expression property 308
in bands 30
JDBC connections in 131
parameters 309
printing 306
properties 307
Subreport Wizard 303
T
table component 195
editing 206
layout 206
table styles 201
Test button 128
text Seefonts
themes 218
themes, for charts 187
TIBCO Spotfire Information Links 157
time fields
in crosstabs 254
Topics 183
field names in 184
localization 184
U
Unicode 97
W
workspace
importing projects 13-14
upgrading 13-14
X
XML
data sources 141
report file 339
XML/A 148-149
XPath 141, 146
TIBCO Software Inc. 361

TIBCO Jaspersoft Studio User Guide
362 TIBCO Software Inc.
