Manual OCX Fiscal Hasar V051122
User Manual: Pdf
Open the PDF directly: View PDF
.
Page Count: 126 [warning: Documents this large are best viewed by clicking the View PDF Link!]

Impresoras Fiscales HASA
R
Manual OCX Fiscal Hasar: v051122 (y anteriores)

I
IM
MP
PR
RE
ES
SO
OR
RA
AS
S
F
FI
IS
SC
CA
AL
LE
ES
S
H
HA
AS
SA
AR
R--------------------------------------------------------------------------------------------------------- 4
O
OC
CX
X
F
FI
IS
SC
CA
AL
L
H
HA
AS
SA
AR
R----------------------------------------------------------------------------------------------------------------------- 4
GENERALIDADES----------------------------------------------------------------------------------------------------------------------------- 4
V
VE
ER
RS
SI
IO
ON
NE
ES
S
O
OC
CX
X
F
FI
IS
SC
CA
AL
L
H
HA
AS
SA
AR
R------------------------------------------------------------------------------------------------------- 6
VERSIONES LIBERADAS ---------------------------------------------------------------------------------------------------------------------- 6
EVOLUCIÓN DEL OCX FISCAL HASAR ------------------------------------------------------------------------------------------------------ 6
El objeto ActiveX Fiscal010724.ocx ----------------------------------------------------------------------------------------------- 7
Registrando la versión v010724 ---------------------------------------------------------------------------------------------------- 7
El objeto Activex Fiscal051122.ocx------------------------------------------------------------------------------------------------ 7
Registrando la versión v051122 ---------------------------------------------------------------------------------------------------- 8
DESARROLLOS DE SOFTWARE --------------------------------------------------------------------------------------------------------------- 9
Incorporación del OCX Fiscal Hasar al proyecto------------------------------------------------------------------------------- 9
Caso: Visual Basic 2008 Express Edition-----------------------------------------------------------------------------------------9
Caso: Visual Basic 6.0 ------------------------------------------------------------------------------------------------------------- 11
Caso: Visual Fox Pro 6.0---------------------------------------------------------------------------------------------------------- 13
NOTAS GENERALES------------------------------------------------------------------------------------------------------------------------ 17
I
IM
MP
PR
RE
ES
SO
OR
RA
AS
S
F
FI
IS
SC
CA
AL
LE
ES
S
H
HA
AS
SA
AR
R------------------------------------------------------------------------------------------------------- 18
MODELOS Y VERSIONES SOPORTADAS ---------------------------------------------------------------------------------------------------- 18
Tiqueadoras ------------------------------------------------------------------------------------------------------------------------- 18
Página completa -------------------------------------------------------------------------------------------------------------------- 19
(CIF) Centros integrales de facturación ---------------------------------------------------------------------------------------- 20
M
MÉ
ÉT
TO
OD
DO
OS
S
D
DI
IS
SP
PO
ON
NI
IB
BL
LE
ES
S
E
EN
N
E
EL
L
O
OC
CX
X
F
FI
IS
SC
CA
AL
L
H
HA
AS
SA
AR
R--------------------------------------------------------------------------- 21
ABORTAR( )------------------------------------------------------------------------------------------------------------------------------- 24
ABRIRCAJONDEDINERO( )---------------------------------------------------------------------------------------------------------------- 26
ABRIRCOMPROBANTEFISCAL( )----------------------------------------------------------------------------------------------------------- 27
ABRIRCOMPROBANTENOFISCAL( )------------------------------------------------------------------------------------------------------- 29
ABRIRCOMPROBANTENOFISCALENSLIP( )----------------------------------------------------------------------------------------------- 31
ABRIRCOMPROBANTENOFISCALHOMOLOGADO( )--------------------------------------------------------------------------------------- 32
ABRIRDNFH( )--------------------------------------------------------------------------------------------------------------------------- 34
APAGARINDICADORDETAMBOR( )-------------------------------------------------------------------------------------------------------- 37
AUTODETECTARCONTROLADOR( )------------------------------------------------------------------------------------------------------- 38
AUTODETECTARMODELO( )-------------------------------------------------------------------------------------------------------------- 40
AVANZARPAPEL( )------------------------------------------------------------------------------------------------------------------------ 41
BAJAFISCAL( )---------------------------------------------------------------------------------------------------------------------------- 42
BORRARDOCUMENTODEREFERENCIA( )-------------------------------------------------------------------------------------------------- 43
BORRARFANTASIAENCABEZADOCOLA( )------------------------------------------------------------------------------------------------- 44
CAMBIARCODIGOINGRESOSBRUTOS( )--------------------------------------------------------------------------------------------------- 46
CAMBIARFECHAINICIOACTIVIDADES( )--------------------------------------------------------------------------------------------------- 47
CAMBIARRESPONSABILIDADIVA( )------------------------------------------------------------------------------------------------------- 48
CAMBIARVELOCIDAD( )------------------------------------------------------------------------------------------------------------------- 50
CANCELARCOMPROBANTE( )------------------------------------------------------------------------------------------------------------- 52
CANCELARCOMPROBANTEFISCAL( )------------------------------------------------------------------------------------------------------ 53
CAPACIDADES( )-------------------------------------------------------------------------------------------------------------------------- 54
CAPACIDADRESTANTE( )------------------------------------------------------------------------------------------------------------------ 57
CARGARLOGO( )-------------------------------------------------------------------------------------------------------------------------- 59
CERRARCOMPROBANTEFISCAL( )--------------------------------------------------------------------------------------------------------- 61

CERRARCOMPROBANTENOFISCAL( )----------------------------------------------------------------------------------------------------- 63
CERRARCOMPROBANTENOFISCALHOMOLOGADO( )------------------------------------------------------------------------------------- 65
CERRARDNFH( )------------------------------------------------------------------------------------------------------------------------- 66
COMENZAR( )----------------------------------------------------------------------------------------------------------------------------- 68
CONFIGURARCONTROLADOR( )---------------------------------------------------------------------------------------------------------- 71
CONFIGURARCONTROLADORCOMPLETO( )---------------------------------------------------------------------------------------------- 75
CONFIGURARCONTROLADORPORBLOQUE( )--------------------------------------------------------------------------------------------- 81
CORTARCOMPROBANTENOFISCAL( )----------------------------------------------------------------------------------------------------- 84
DATOSCLIENTE( )------------------------------------------------------------------------------------------------------------------------- 85
DESCRIPCIONSTATUSFISCAL( )----------------------------------------------------------------------------------------------------------- 87
DESCRIPCIONSTATUSIMPRESORA( )------------------------------------------------------------------------------------------------------ 89
DESCUENTOGENERAL( )------------------------------------------------------------------------------------------------------------------ 91
DESCUENTOULTIMOITEM( )-------------------------------------------------------------------------------------------------------------- 93
DETALLERECIBO( )----------------------------------------------------------------------------------------------------------------------- 95
DEVOLUCIONDESCUENTO( )-------------------------------------------------------------------------------------------------------------- 96
DEVOLVERPAGO( )----------------------------------------------------------------------------------------------------------------------- 98
DNFHFARMACIAS( )--------------------------------------------------------------------------------------------------------------------- 100
DNFHREPARTO( )----------------------------------------------------------------------------------------------------------------------- 101
ENVIAR( )--------------------------------------------------------------------------------------------------------------------------------102
ENVIARSTATPRN( )---------------------------------------------------------------------------------------------------------------------- 104
ESPECIFICARIVANOINSCRIPTO( )------------------------------------------------------------------------------------------------------- 107
ESPECIFICARNOMBREDEFANTASIA( )--------------------------------------------------------------------------------------------------- 108
ESPECIFICARPERCEPCIONGLOBAL( )---------------------------------------------------------------------------------------------------- 109
ESPECIFICARPERCEPCIONPORIVA( )---------------------------------------------------------------------------------------------------- 110
ESTADOINTERNOIMPRESOR( )----------------------------------------------------------------------------------------------------------- 111
FINALIZAR( )----------------------------------------------------------------------------------------------------------------------------- 112
IMPRIMIRCODIGODEBARRAS( )---------------------------------------------------------------------------------------------------------- 113
IMPRIMIRFIRMAOPCIONALENCIERRE( )------------------------------------------------------------------------------------------------- 115
IMPRIMIRINFOENDNFH( )--------------------------------------------------------------------------------------------------------------- 116
P
PR
RO
OP
PI
IE
ED
DA
AD
DE
ES
S
D
DI
IS
SP
PO
ON
NI
IB
BL
LE
ES
S
E
EN
N
E
EL
L
O
OC
CX
X
F
FI
IS
SC
CA
AL
L
H
HA
AS
SA
AR
R--------------------------------------------------------------------- 119
E
EV
VE
EN
NT
TO
OS
S
G
GE
EN
NE
ER
RA
AB
BL
LE
ES
S
P
PO
OR
R
E
EL
L
O
OC
CX
X
F
FI
IS
SC
CA
AL
L
H
HA
AS
SA
AR
R------------------------------------------------------------------------- 122
E
EX
XC
CE
EP
PC
CI
IO
ON
NE
ES
S
G
GE
EN
NE
ER
RA
AB
BL
LE
ES
S
P
PO
OR
R
E
EL
L
O
OC
CX
X
F
FI
IS
SC
CA
AL
L
H
HA
AS
SA
AR
R------------------------------------------------------------------- 123

Página 4 de 126
I
Im
mp
pr
re
es
so
or
ra
as
s
F
Fi
is
sc
ca
al
le
es
s
H
HA
AS
SA
AR
R
O
OC
CX
X
F
Fi
is
sc
ca
al
l
H
Ha
as
sa
ar
r
Versión 051122 (y anteriores)
Generalidades
MAYOR PRECISIÓN, MAYOR FACILIDAD
Compañía HASAR ofrece una nueva versión de OCX Fiscal
(v051122) como herramienta de distribución libre; pensada
para ofrecer mayor facilidad a los desarrolladores de soft-
ware para puntos de venta. Aportando agilidad y eficien-
cia, la nueva versión de OCX Fiscal Hasar ofrece ventajas
importantes como:
a. Soporte de todas las líneas de impresoras fiscales Hasar: Soporta naturalmente a to-
dos los modelos de impresoras fiscales Hasar existentes en el mercado que hayan sido
homologados con anterioridad a Noviembre de 2009. Los modelos homologados con poste-
rioridad pueden, igualmente, manejarse con esta versión de OCX Fiscal Hasar, pero puede
llegar a presentarse alguna incompatibilidad en el uso de algún método o propiedad (siem
pre resoluble mediante el método Enviar( )).
b. Verificación de modelos: Comprueba si el modelo de impresora fiscal Hasar seleccio-
nado por el usuario –ver propiedad Modelo( )- corresponde al modelo conectado física-
mente.
c. Autodetección de modelos: Determina el modelo de impresora fiscal Hasar conectado
físicamente, sin necesidad de seleccionarlo manualmente. Ver método AutodetectarMo-
delo( ).
d. Capacidades por modelo: Es factible consultar las posibilidades del modelo de impre-
sora fiscal Hasar seleccionado, pudiendo decidir en tiempo de ejecución, por ejemplo,
que tipos de comprobantes es posible emitir con dicho equipamiento fiscal.
e. Independencia de la DLL: El OCX Fiscal Hasar, a partir de la versión v051122, encapsu-
la una librería estática de clases polimórficas, evitando así el uso (y consiguiente distribu-
ción e instalación) de la antigua librería winfis32.dll, requerida en el OCX Fiscal Hasar
v010724 (y anteriores).
f. Respuestas estructuradas: A partir del OCX Fiscal Hasar v051122, toda información de-
vuelta por la impresora fiscal Hasar es retornada opcionalmente en cada método, elimi-
nando de esta manera la inspección manual de la respuesta cruda y minimizando las posi-
bilidades de error de las aplicaciones. Se tiende a minimizar el uso de la propiedad Res-
puesta( ), requerida en el OCX Fiscal Hasar v010724 (y anteriores).
g. Nuevas propiedades y métodos: Soporte completo para los más de setenta comandos
existentes en el protocolo fiscal actual de la línea de impresoras fiscales Hasar.
Página 5 de 126
h. Mejoras a propiedades y métodos: Métodos como los utilizados para solicitar discrimi-
nación de impuestos, o propiedades como las de último documento, tienen nuevas formas
mejoradas para permitir programas más elegantes.
i. Multiplicidad de transportes: Ahora, además de un mejorado manejo de puerto serie
(RS-232), se puede utilizar el OCX Fiscal Hasar para comunicarse con impresoras fiscales
Hasar remotas a través del protocolo TCP/IP, o UDP/IP. Además, es posible ajustar varia-
bles que afectan al protocolo para optimizar el uso en condiciones atípicas.

Página 6 de 126
V
Ve
er
rs
si
io
on
ne
es
s
O
OC
CX
X
F
Fi
is
sc
ca
al
l
H
Ha
as
sa
ar
r
Versiones liberadas
Hasta el momento existen las siguientes versiones liberadas del OCX Fiscal Hasar (objeto
ActiveX -de distribución gratuita-); todas se documentan en la presente guía de referen-
cia:
Fiscal010724.ocx Fiscal051122.ocx
Notar que el nombre del OCX Fiscal Hasar es siempre de la forma: fiscalAAMMDD.ocx
(AAMMDD es la fecha de liberación de la versión alfa del OCX Fiscal Hasar)
Así definidos los nombres para las distintas versiones del OCX Fiscal Hasar los desarro-
lladores de software de gestión para puntos de venta pueden identificar fácilmente la fe-
cha de su aparición (incluida en el nombre). Por ejemplo, 24/07/2001 en el primer caso.
En el sitio web de Grupo HASAR, www.grupohasar.com, los archivos zipeados de drivers fis-
cales incluyen la última versión liberada del OCX Fiscal Hasar (además de la presente guía
de referencia y un material extenso; de interés para desarrolladores de software de gestión
para puntos de venta).
Evolución del OCX Fiscal Hasar
Si bien existe una versión primaria llamada simplemente fiscal.ocx, se recomienda migrar
en una primera etapa al uso del OCX Fiscal Hasar llamado fiscal010724.ocx (recomendado
y compatible con la versión primaria fiscal.ocx).
Independientemente de la versión del OCX Fiscal Hasar en uso, este objeto ActiveX no a-
plica las restricciones impuestas por la normativa fiscal vigente. Se limita simplemente a
generar los strings de comandos que el software de gestión para puntos de venta necesite
enviar a las impresoras fiscales Hasar a partir de los datos que dicho software le pase, ge-
nerando posteriormente los eventos y excepciones que surjan por rechazos a dichos co-
mandos, y/u otros motivos.
El desarrollador de software de gestión para puntos de venta debe completar la consulta
de esta guía de referencia con la lectura obligatoria del manual de comandos (publ....pdf)
de cada impresora fiscal Hasar que su software soportare para saber si hay diferencias en
el uso de los comandos al pasar de un modelo a otro, o en la interpretación de las res-
puestas, etc.
Es responsabilidad del software de gestión para puntos de venta garantizar que los datos
resulten válidos para la impresora fiscal Hasar, y que los comandos se envíen en el orden co-
rrecto de acuerdo al documento que se necesite emitir.

Página 7 de 126
Este objeto ActiveX ofrece elementos de control y consulta suficientes para que el software
se entere del rechazo de comandos, del motivo, del estado en que la impresora fiscal Hasar
se encuentra, y de cualquier otra información de interés para el software. Obviamente, el
OCX Fiscal Hasar no puede reportar lo que la propia impresora fiscal Hasar no informa.
El objeto ActiveX Fiscal010724.ocx
Se trata de un control OCX desarrollado con tecnología "COM" e insertable en cualquier
entorno de 32 bits que soporte objetos ActiveX de este tipo.
Esta versión del OCX Fiscal Hasar (de aquí en adelante versión v010724) funciona como un
"wrapper" alrededor de una DLL de 32 bits (winfis32.dll -distribuída también gratuita-
mente por Compañía HASAR SAIC-), motivo por el cual es condición necesaria la presencia
de esta DLL, no sólo para registrar el OCX Fiscal Hasar, sino también para su inclusión en
la distribución del software de gestión para puntos de venta.
Registrando la versión v010724
Como primer paso, la DLL (winfis32) debe copiarse en la carpeta c:\windows\ system(32),
o en la carpeta correspondiente a la versión de Windows® en uso. Esta librería no debe
registrarse, solamente debe estar presente.
En segundo lugar, debe registrarse el OCX Fiscal Hasar en el sistema por intermedio de al-
gún utilitario de registración apropiado. Por ejemplo, ejecutando sin parámetro alguno la
siguiente sentencia:
[drive:\][path\]regsvr32 [drive:\][path\]fiscal010724.ocx
El objeto Activex Fiscal051122.ocx
Esta versión del OCX Fiscal Hasar (de aquí en adelante versión v051122) se distingue de la
anterior en muchos aspectos, comenzando por su independencia de la DLL (winfis32) e-
vitando así el uso, y consiguiente distribución e instalación de la librería. Esta versión del
OCX Fiscal Hasar encapsula una librería estática de clases polimórficas (cada clase repre-
senta un modelo de impresora fiscal Hasar, supeditado a una interfaz uniforme, de mane-
ra de poder utilizar cada modelo de estos equipos, independientemente de las diferencias
que entre ellos existiesen).
DSe amplía la cantidad de modelos de impresoras fiscales Hasar soportadas naturalmente
por esta versión del OCX Fiscal Hasar (se incluyen los modelos homologados hasta Noviem-
bre de 2009). Cuenta con una constante embebida para identificar a cada uno de los mo-
Página 8 de 126
delos, para el caso de ser necesario configurar la propiedad Modelo( ) desde el software
de gestión para puntos de venta.
DPermite determinar el modelo de impresora fiscal Hasar conectada al puerto serie de la
PC, sin necesidad de selección manual -método AutodetectarModelo( )-.
DPermite comprobar, para el caso de selección manual, si el modelo de impresora fiscal
Hasar elegido por el usuario se corresponde con el conectado al puerto serie de la PC –mé-
todo VerificarModelo( )-.
DIncorpora la multiplicidad de transportes para comunicaciones. Además de un mejorado
manejo de puertos serie (RS-232), se puede utilizar la versión v051122 del OCX Fiscal Ha-
sar para comunicarse con impresoras fiscales Hasar remotas a través del protocolo TCP/
IP, o UDP/IP. Además, es posible ajustar variables que afectan al protocolo para optimizar
el uso en condiciones atípicas (tiempo para salida por error de "time-out", cantidad de re-
intentos, etc.).
DPresenta mejoras en propiedades y métodos, como los utilizados para obtener discrimi-
naciones de documentos fiscales y/o notas de crédito, que permiten escribir programas
más elegantes.
DOfrece respuestas estructuradas. Toda información devuelta por la impresora fiscal Ha-
sar es retornada como argumento opcional de salida en cada método, eliminando de esta
manera la inspección manual de la respuesta cruda y minimizando las posibilidades de
error de las aplicaciones. Son limitados los casos en que el software de gestión para pun-
tos de venta deba recurrir al uso de la propiedad Respuesta( ) para obtener información
devuelta por la impresora fiscal Hasar.
DNuevas propiedades y métodos que permiten el manejo completo de todos los conjuntos
de comandos soportados por todas las líneas de impresoras fiscales Hasar homologadas
hasta la liberación de la versión v051122 del OCX Fiscal Hasar.
DPermite consultar las capacidades del modelo de impresora fiscal Hasar conectada, pu-
diendo el software de gestión para puntos de venta decidir, en tiempo de ejecución, por
ejemplo, qué tipos de documentos es posible emitir con dicha impresora fiscal Hasar.
DProvee conversión automática de juegos de caracteres ANSI (utilizado en los sistemas o-
perativos modernos) al juego de caracteres ASCII (utilizado por las impresoras fiscales
Hasar), y viceversa.
DMejoramiento de la generación de eventos y excepciones para facilitar el tratamiento
de errores por parte del software de gestión para puntos de venta.
Registrando la versión v051122
Esta versión del objeto ActiveX no requiere de la DLL (winfis32). El OCX Fiscal Hasar so-
lamente debe registrarse en el sistema por intermedio de algún utilitario de registración
apropiado. Por ejemplo, ejecutando sin parámetro alguno la siguiente sentencia:

Página 9 de 126
[drive:\][path\]regsvr32 [drive:\][path\]fiscal051122.ocx
Desarrollos de software
Incorporación del OCX Fiscal Hasar al proyecto
Esta guía de referencia describe el comportamiento, métodos y propiedades disponibles
en el OCX Fiscal Hasar. No es, ni intenta ser, un tutorial de programación. Si bien se in-
cluyen ejemplos, se ha adoptado a Visual Basic como lenguaje para tal fin por su simpleza
de sintaxis a los fines de poder mostrar como trabajar con el OCX.
Cada desarrollador de software de gestión para puntos de venta deberá consultar la do-
cumentación de su entorno de desarrollo a los efectos de conocer la forma más adecuada
de incorporar el uso del OCX Fiscal Hasar a sus proyectos.
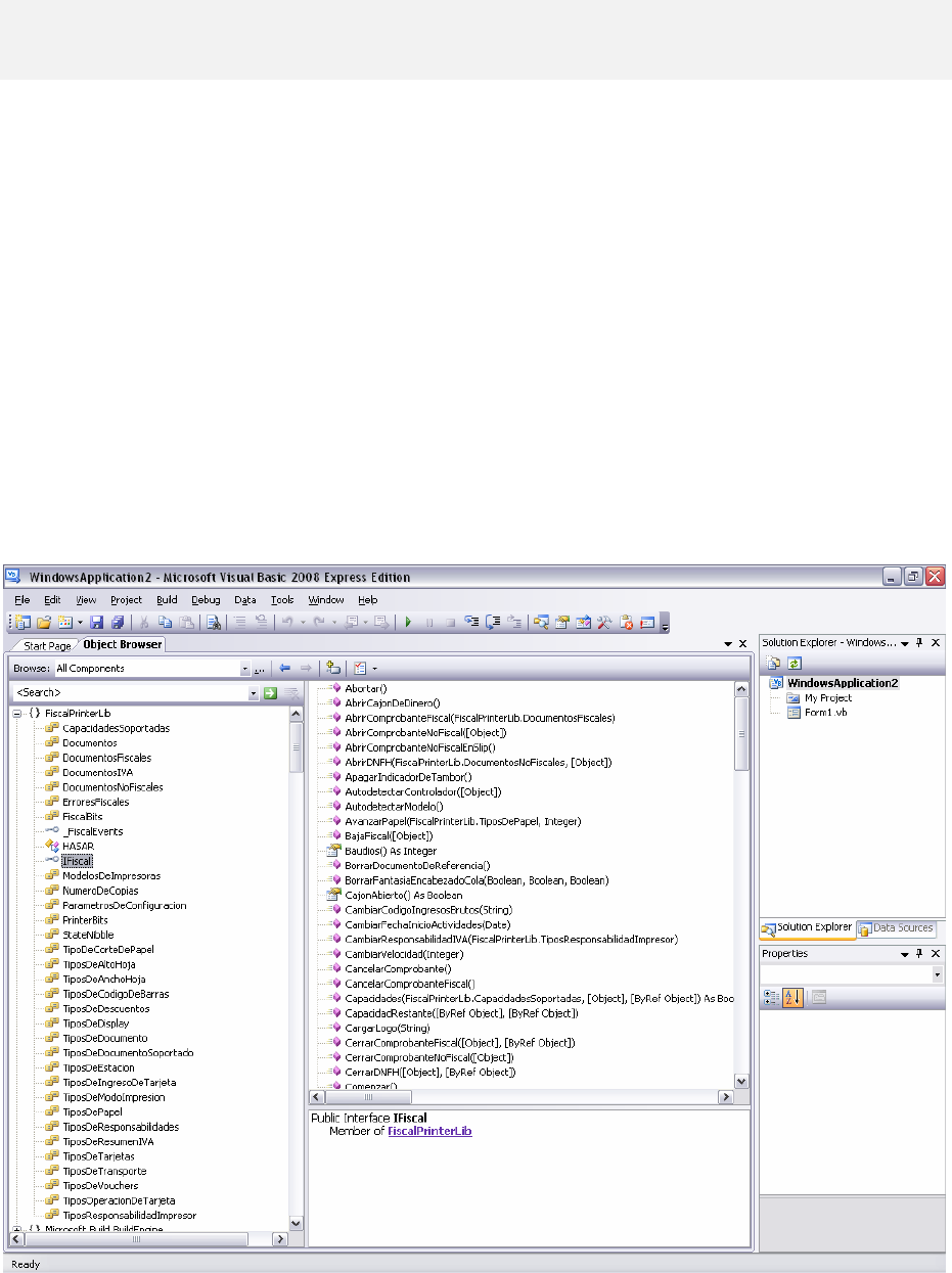
Caso: Visual Basic 2008 Express Edition
En la figura anterior puede apreciarse como el examinador de objetos lista aquellos ‘Na-
mespaces’ que integran el proyecto sobre el que estamos trabajando, entre los que se en-
cuentra FiscalPrinterLib (el cual corresponde al OCX Fiscal Hasar).

Página 10 de 126
El namespace FiscalPrinterLib contiene:
HASAR Clase pública que define al OCX Fiscal Hasar.
IFiscal Interfaz empleada para los métodos y propiedades del OCX Fiscal Hasar.
_FiscalEvents Interfaz empleada para los eventos que genera el OCX Fiscal Hasar.
… Constantes embebidas.
La incorporación del OCX Fiscal Hasar al proyecto pue-
de hacerse a través de la opción ‘Project/Add Refe-
rence’ del entorno de desarrollo (ver imagen de la iz-
quierda).
Al hacer clic sobre la opción mencionada se abre una
ventana de diálogo (ver imagen inferior). A continua-
ción se debe hacer clic sobre la solapa ‘COM’. Como
resultado el entorno de desarrollo despliega la lista de
componentes por nombre.
Finalmente se debe hacer clic sobre el nombre del OCX
Fiscal Hasar, que aparece como: Impresor Fiscal HASAR
<051122> y realizando un clic sobre el botón ‘OK’.
Una vez cumplimentados los pasos indicados anteriormente se está en condiciones de utilizar el
OCX Fiscal Hasar en el proyecto deseado.
El ejemplo de la página siguiente nos muestra como comenzar a utilizar los métodos y propiedades
disponibles en el OCX Fiscal Hasar. En particular, se configura la propiedad Modelo( ) para indicar
que se debe trabajar con la impresora fiscal Hasar modelo SMH/P-441F v01.00.

Página 11 de 126
Public Class FormPrinicpal
Private miOCX As FiscalPrinterLib.HASAR
Public Sub Dialogar()
miOCX.Modelo = FiscalPrinterLib.ModelosDeImpresoras.MODELO_P441
‘// otras instrucciones de interés
‘// …
End Sub
End Class
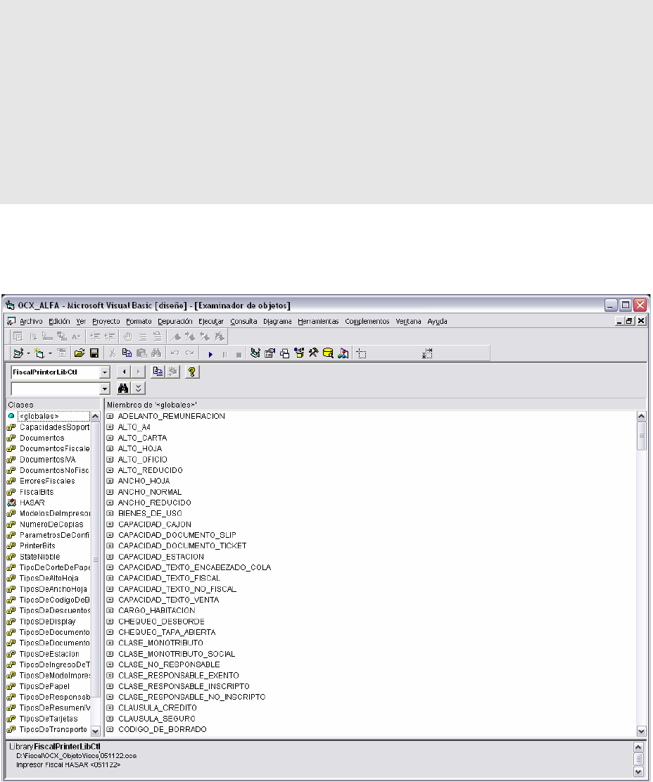
Caso: Visual Basic 6.0
En la figura anterior puede apreciarse como el examinador de objetos lista las librerías y
clases que integran el proyecto sobre el que estamos trabajando, entre los que se en-
cuentra FiscalPrinterLibCtl (la cual corresponde al OCX Fiscal Hasar).
La librerías FiscalPrinterLibCtl contiene:
HASAR Clase pública que define al OCX Fiscal Hasar.
… Constantes embebidas.

Página 12 de 126
La incorporación del OCX Fiscal Hasar al proyecto puede
hacerse a través de la opción ‘Proyecto/Componentes..’ del
entorno de desarrollo (ver imagen de la izquierda).
Al hacer clic sobre la opción mencionada se abre una venta-
na de diálogo (ver imagen inferior). A continuación se debe
hacer clic sobre la solapa ‘Controles’. Como resultado el en-
torno de desarrollo despliega la lista de componentes por
nombre.
Finalmente se debe hacer clic sobre el nombre del OCX Fis-
cal Hasar, que aparece como: Impresor Fiscal HASAR
<051122> y realizando un clic sobre el botón ‘OK’.
Una vez cumplimentados los pasos indicados anteriormente se es-
tá en condiciones de utilizar el OCX Fiscal Hasar en el proyecto
deseado.
El ejemplo que se incluye
al pie de esta página mues
tra como comenzar a utili-
zar los métodos y propie-
dades disponibles en el
OCX Fiscal Hasar. En parti-
cular, se configura la pro-
piedad Modelo( ) para in-
dicar que se debe trabajar
con la impresora fiscal Ha-
sar modelo SMH/P-441F
v01.00.
Public Sub Dialogar()
HASAR1.Modelo = MODELO_P441
‘// otras instrucciones de interés
‘// …
End Sub

Página 13 de 126
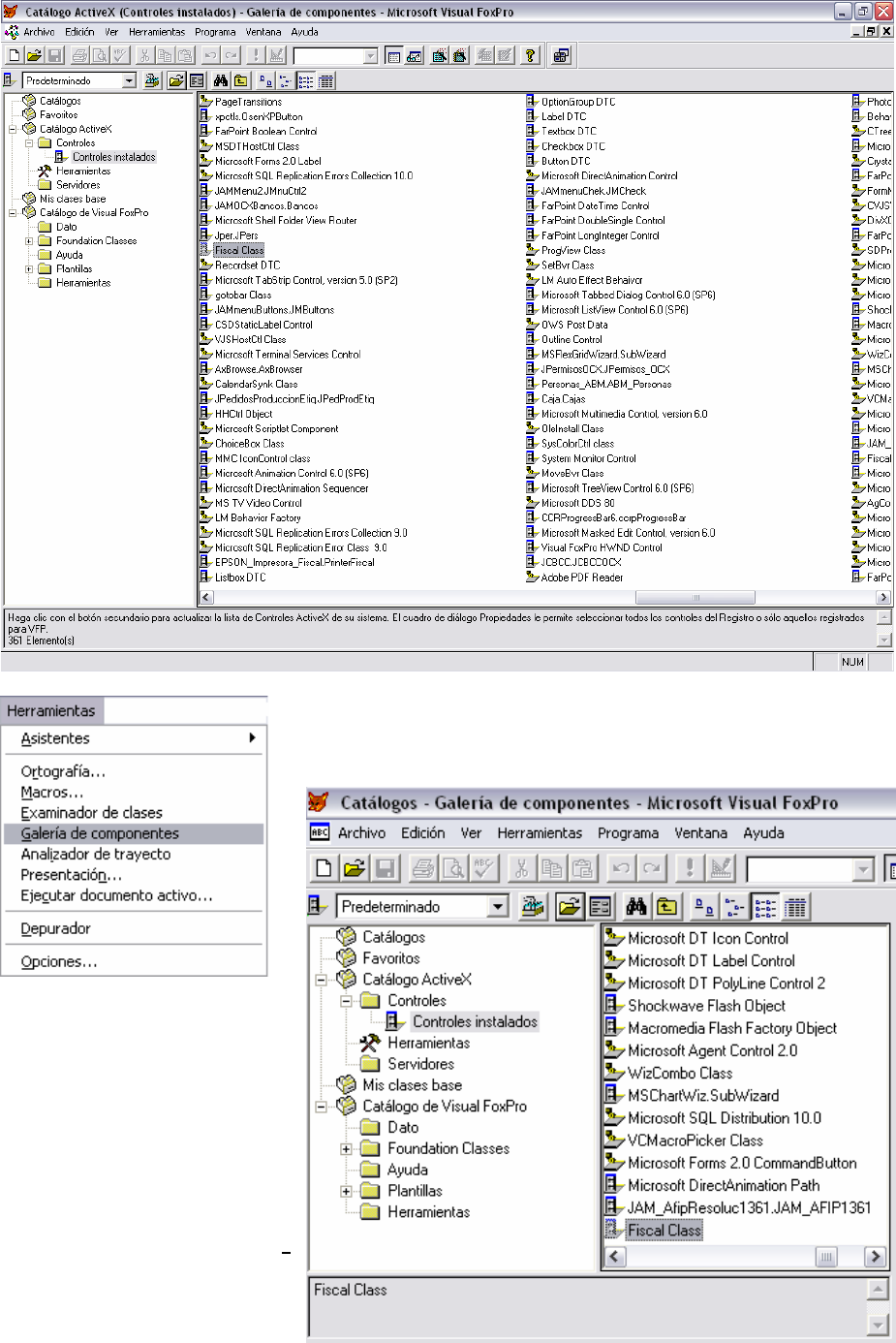
Caso: Visual Fox Pro 6.0
La incorporación del OCX Fiscal Hasar al proyecto puede ha-
cerse a través de la opción ‘Herramientas/Opciones...’ del
entorno de desarrollo (ver imagen de la izquierda).
Al hacer clic sobre la opción mencionada se abre una ventana
de diálogo (ver página siguiente). A continuación se debe
hacer clic sobre la solapa ‘Controles’. Asegurarse de haber
seleccionado la opción ‘Controles Activex’, tildando en el
marco ‘Mostrar’ las búsquedas por ‘Objetos insertables’ y
‘Controles’.
Como resultado el entorno de desarrollo despliega la lista de componentes por nombre.
La acción siguiente es tildar Fiscal Class, para finalizar con un clic sobre el botón ‘Acep-
tar’.
Según el propio help de Visual FoxPro 6.0: "The AutoYield property should be set to False when
a form contains an ActiveX control" (La propiedad AutoYield se debe establecer en .F. –falso-
cuando un formulario contiene un control ActiveX –como es el caso del OCX Fiscal Hasar-).

Página 14 de 126
En consecuencia, es importante tener en cuenta que el software de gestión para puntos
de venta podrá recibir todos los eventos generados por el OCX Fiscal Hasar (a partir de las
respuestas de la impresora fiscal Hasar) siempre y cuando la propiedad AutoYield (de Vi-
sual Fox Pro) se encuentre seteada con el valor .F. (falso). De lo contrario, el manejo de
errores por parte del software de gestión para puntos de venta se verá exigido al empleo
de otros métodos más elaborados para obtener el mismo resultado. Se trata de una limi-
tación del propio lenguaje de desarrollo.
El siguiente ejemplo permite cumplir con lo expuesto:
PROCEDURE Load
SYS(2333,0)
_VFP.AutoYield = .F. && para detectar los eventos de la OCX debe ser false
RETURN
ENDPROC
PROCEDURE Unload
_VFP.AutoYield = .T.
RETURN
ENDPROC
La primera figura de la página siguiente muestra el aspecto de la ventana de Visual Fox
Pro que exhibe la lista de componentes que se encuentran registrados en la PC. En dicha
lista debe aparecer Fiscal Class si el OCX Fiscal Hasar ha sido correctamente registrado en
la PC.

Página 15 de 126
Para acceder a la lista de la imagen anterior se debe hacer
clic en la opción ‘Herramientas / Galería de Componentes’
del entorno de desarrollo de Visual Fox Pro.
Luego, se debe expandir el
‘Catálogo ActiveX’ y la car-
peta ‘Controles’.
Para examinar los elementos
que componen al OCX Fiscal
Hasar se debe seleccionar de
la lista a Fiscal Class y hacer
clic con el botón derecho del
mouse. Con esta acción emer
ge un menú donde debe se-
leccionarse la opción ‘Ver ti-
po de biblioteca…’.

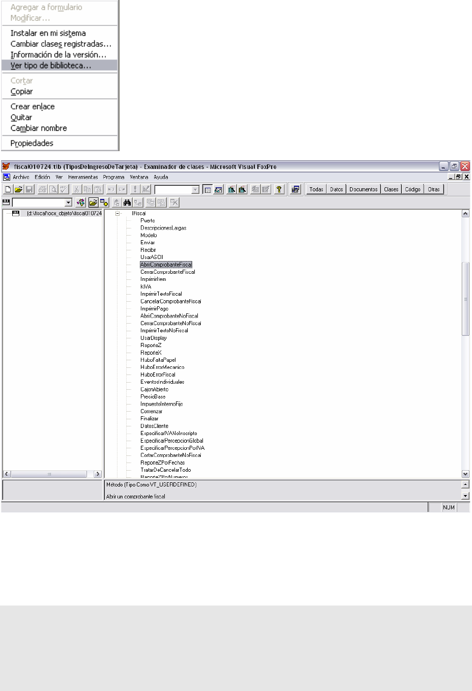
Página 16 de 126
Como resultado de la selección (ver imagen del menú a la iz-
quierda) se muestra una ventana de aspecto similar al de la ima-
gen inferior, donde la librería Fiscal051122.tlb (por ejemplo) con-
tiene:
IFiscal Métodos y propiedades del OCX Fiscal Hasar.
_FiscalEvents Eventos que genera el OCX Fiscal Hasar.
… Enumeradores de constantes embebidas.
El ejemplo que se brinda a continuación muestra como comenzar a utilizar los métodos y
propiedades disponibles en el OCX Fiscal Hasar. En particular, se configura la propiedad
Modelo( ) para indicar que se debe trabajar con la impresora fiscal Hasar modelo SMH/P-
441F v01.00.
DEFINE CLASS frmComprobantes AS FORM
…
This.AddObject('oFiscal', 'frmDialogar' )
…
ENDDEFINE

Página 17 de 126
DEFINE CLASS frmDialogar AS OleControl
…
OleClass = "hasar.fiscal.1"
WITH ThisForm.oFiscal
…
.Modelo = 32 && Constante MODELO_P441 = 32
…
ENDWITH
…
ENDDEFINE
Notas generales
El uso del OCX Fiscal Hasar está limitado al nivel de compatibilidad que cada lenguaje de
desarrollo visual posea con la norma ActiveX para diseño de objetos (tecnología COM, es-
tándar para Windows®).
Por ejemplo, el reconocimiento de constantes embebidas en el OCX Fiscal Hasar (por citar
un caso, MODELO_P441), el soporte de eventos, los tipos especiales (formato de fecha
OLE), uso de propiedades con argumentos múltiples (una de ellas es Encabezado( )), etc.,
etc., forman parte del grupo de caracterísitcas que pueden no estar soportadas por todos
los lenguajes de desarrollo visual. El desarrollador del software de gestión para puntos de
venta deberá consultar al respecto en la documentación correspondiente a su entorno de
desarrollo.
El OCX Fiscal Hasar posee la bondad de incluir un método, Enviar( ), que permite salvar
cualquier incompatibilidad que se presente, siempre y cuando el software construya di-
rectamente el string de comando que no puede generar por las vías destinadas para ello.
A partir de la versión v051122 del OCX Fiscal Hasar, los métodos que generan strings de
comandos cuyos strings de respuestas (generados por la impresora fiscal Hasar) contienen
campos de información que pueden resultar de utilidad para el software de gestión para
puntos de venta, incorporan la disponibilidad de uso de argumentos opcionales para obte-
nerlos. La tendencia es, en tiempo futuro, eliminar definitivamente el uso de la propiedad
Respuesta( ) -y poder depecrarla-.

Página 18 de 126
I
Im
mp
pr
re
es
so
or
ra
as
s
f
fi
is
sc
ca
al
le
es
s
H
Ha
as
sa
ar
r
Modelos y versiones soportadas
En todas las tablas que se muestran en este capítulo el contenido de cada columna es el
siguiente:
CODIGO Prefijo del número de serie de la impresora fiscal Hasar, otorgado mediante
resolución general AFIP.
Por ejemplo: HHW
MODELO Designado por Compañía HASAR SAIC para identificar al producto, seguido
del número de versión de firmware homologada por AFIP mediante resolu-
ción general.
Por ejemplo: SMH/P-441F v1.00
RG AFIP Número de resolución general AFIP mediante la cual se homologa la impre-
sora fiscal, seguido del año de homologación.
Por ejemplo: 2587 / 09
FECHA RG Fecha de homologación de la impresora fiscal.
Por ejemplo: 07 / 04 / 2009
FECHA BO Fecha de publicación de la resolución general AFIP en el Boletín Oficial de la
nación.
Por ejemplo: 14 / 04 / 2009
Tiqueadoras
Los modelos de impresoras fiscales Hasar incluidos en la siguiente tabla realizan impresión
térmica o mediante matriz de punto, sobre papel en rollo.
El OCX Fiscal Hasar v010724 (y anteriores) posee constantes embebidas para asignar a la
propiedad Modelo( ) para los primeros seis modelos de impresoras fiscales Hasar de la ta-
bla que comienza al final de la página (códigos HHA .. HHF).
El OCX Fiscal Hasar posee constantes embebidas para asignar a la propiedad Modelo( ) pa-
ra todos los modelos de impresoras fiscales Hasar de la tabla siguiente:
CÓDIGO MODELO RG AFIP FECHA RG FECHA BO
HHA SMH / P-950F v1.00 14 / 97 03 / 09 / 1997 08 / 09 / 1997
HHB SMH / P-614F v1.00 14 / 97 03 / 09 / 1997 08 / 09 / 1997
HHC SMH / PT-262F v1.00 233 / 98 21 / 10 / 1998 26 / 10 / 1997
HHD SMH / P-PR4F v1.00 272 / 98 23 / 11 / 1998 25 / 11 / 1998
HHE SMH / P-951F v1.00 398 / 99 17 / 02 / 1999 22 / 02 / 1999
HHF SMH / P-615F v1.00 575 / 99 03 / 05 / 1999 06 / 05 / 1999

Página 19 de 126
HHP SMH / P-715F v1.00 1771 / 04 22 / 11 / 2004 24 / 11 / 2004
“ “ v2.01 2117 / 06 23 / 08 / 2006 25 / 08 / 2006
“ “ v3.02 2460 / 08 09 / 06 / 2008 12 / 06 / 2008
“ “ v4.03 2587 / 09 07 / 04 / 2009 14 / 04 / 2009
HHQ SMH / P-PR5F v1.00 1932 / 05 31 / 08 / 2005 02 / 09 / 2005
“ “ v2.01 2190 / 07 09 / 01 / 2007 12 / 01 / 2007
HHS SMH / PT-272F v1.00 1998 / 06 20 / 01 / 2006 24 / 01 / 2006
HHW SMH / P-441F v1.00 2587 / 09 07 / 04 / 2009 14 / 04 / 2009
Página completa
Los modelos de impresoras fiscales Hasar incluidos en la siguiente tabla realizan impresión
láser o mediante matriz de punto, sobre formularios contínuos u hojas sueltas.
El OCX Fiscal Hasar v010724 (y anteriores) posee constantes embebidas para asignar a la
propiedad Modelo( ) para los primeros dos modelos de impresoras fiscales Hasar de la ta-
bla que comienza al final de la página (códigos HHG .. HHH).
El OCX Fiscal Hasar posee constantes embebidas para asignar a la propiedad Modelo( ) pa-
ra todos los modelos de impresoras fiscales Hasar de la tabla siguiente:
CÓDIGO MODELO RG AFIP FECHA RG FECHA BO
HHG SMH / P-320F v1.00 852 / 00 02 / 06 / 2000 07 / 06 / 2000
HHH SMH / PL-8F v1.00 978 / 01 06 / 03 / 2001 08 / 03 / 2001
“ “ v2.01 1638 / 04 23 / 02 / 2004 26 / 02 / 2004
HHT SMH / PL-9F v1.00 2037 / 06 19 / 04 / 2006 21 / 04 / 2006
HHI SMH / P-321F v1.00 1076 / 01 28 / 08 / 2001 29 / 08 / 2001
HHJ SMH / P-322F v1.00 1123 / 01 23 / 10 / 2001 31 / 10 / 2001
“ “ v2.01 1685 / 04 31 / 05 / 2004 01 / 06 / 2004
HHO SMH / P-330F v1.00 1826 / 05 01 / 02 / 2005 03 / 02 / 2005
“ “ v2.01 1890 / 05 30 / 05 / 2005 01 / 06 / 2005
“ “ v2.02 1998 / 06 20 / 01 / 2006 24 / 01 / 2006
“ “ v2.03 2587 / 09 07 / 04 / 2009 14 / 04 / 2009
HHM SMH/ PL-1200F v1.00 1305 / 02 13 / 05 / 2002 19 / 05 / 2002
HHV SMH/ PL-23F v1.00 2273 / 07 21 / 06 / 2007 26 / 06 / 2007
“ “ v1.01 2587 / 09 07 / 04 / 2009 14 / 04 / 2009
HHX SMH/P-1120F v1.00 2645 / 09 03 / 07 / 2009 10 / 07 / 2009

Página 20 de 126
(CIF) Centros integrales de facturación
Los modelos de impresoras fiscales Hasar incluidos en la siguiente tabla realizan impresión
mediante matriz de punto, sobre papel en rollo, formularios contínuos u hojas sueltas.
El OCX Fiscal Hasar v010724 (y anteriores) no posee constantes embebidas para asignar a
la propiedad Modelo( ) para ninguno de los modelos de impresoras fiscales Hasar de la ta-
bla que se incluye más abajo, en esta misma página (códigos HHK .. HHR).
El OCX Fiscal Hasar posee constantes embebidas para asignar a la propiedad Modelo( ) pa-
ra todos los modelos de impresoras fiscales Hasar de la tabla siguiente:
CÓDIGO MODELO RG AFIP FECHA RG FECHA BO
HHK SMH / P-425F v1.00 1123 / 01 23 / 10 / 2001 31 / 10 / 2001
“ “ v2.01 1591 / 03 05 / 11 / 2003 06 / 11 / 2003
HHR SMH / P-435F v1.00 1899 / 05 09 / 06 / 2005 13 / 06 / 2005
“ “ v1.01 2117 / 06 23 / 08 / 2006 25 / 08 / 2006
“ “ v1.02 2587 / 09 07 / 04 / 2009 14 / 04 / 2009
“ “ v2.03 2823 / 10 30 / 04 / 2010 06 / 05 / 2010

Página 21 de 126
M
Mé
ét
to
od
do
os
s
d
di
is
sp
po
on
ni
ib
bl
le
es
s
e
en
n
e
el
l
O
OC
CX
X
F
Fi
is
sc
ca
al
l
H
Ha
as
sa
ar
r
La tabla siguiente a incluye a todos los métodos disponibles para cada una de las versiones
del OCX Fiscal Hasar liberadas hasta la fecha de publicación de esta guía de referencia.
VERSIONES
METODOS v051122 v010724
Abortar SI SI
AbrirCajonDeDinero SI SI
AbrirComprobanteFiscal SI SI
AbrirComprobanteNoFiscal SI SI
AbrirComprobanteNoFiscalEnSlip ♦ SI
AbrirComprobanteNoFiscalHomologado ♦ SI
AbrirDNFH SI -
ApagarIndicadorDeTambor SI -
AutodetectarControlador SI SI
AutodetectarModelo SI -
AvanzarPapel SI SI
BajaFiscal SI SI
BorrarDocumentoDeReferencia SI -
BorrarFantasiaEncabezadoCola SI -
CambiarCodigoIngresosBrutos SI -
CambiarFechaInicioActividades SI -
CambiarResponsabilidadIVA SI SI
CambiarVelocidad SI SI
CancelarComprobante SI SI
CancelarComprobanteFiscal SI SI
Capacidades SI -
CapacidadRestante SI SI
CargarLogo SI SI
CerrarComprobanteFiscal SI SI
CerrarComprobanteNoFiscal SI SI
CerrarComprobanteNoFiscalHomologado ♦ SI
CerrarDNFH SI -
Comenzar SI SI
ConfigurarControlador SI SI
ConfigurarControladorCompleto SI SI
ConfigurarControladorPorBloque SI SI
CortarComprobanteNoFiscal SI SI
DatosCliente SI SI
DescripcionStatusFiscal SI SI
DescripcionStatusImpresor SI SI
DescuentoGeneral SI SI
DescuentoUltimoItem SI SI
DetalleRecibo SI SI
DevolucionDescuento SI SI
DevolverPago SI -
DNFHFarmacias
SI SI

Página 22 de 126
VERSIONES
METODOS v051122 v010724
DNFHReparto SI SI
Enviar SI SI
EnviarStatPRN SI SI
EspecificarIVANoInscripto SI SI
EspecificarNombreDeFantasia ♦ SI
EspecificarPercepcionGlobal SI SI
EspecificarPercepcionPorIVA SI SI
EstadoInternoImpresor SI -
Finalizar SI SI
ImprimirCodigoDeBarras SI SI
ImprimirFirmaOpcionalEnCierreDNFH SI -
ImprimirInfoEnDNFH SI -
ImprimirItem SI SI
ImprimirItemEnCotizacion SI SI
ImprimirItemEnCuenta SI SI
ImprimirItenEnRemito SI SI
ImprimirPago SI SI
ImprimirTextoFiscal SI SI
ImprimirTextoNoFiscal SI SI
ImprimirVoucher SI SI
ImprimirVoucherConFechaOculta SI -
LeerIVA SI -
LeerMemoriaDeTrabajo SI SI
LeerMontoTotal SI -
LeerPercepcionesGenerales SI -
LeerPercepcionesPorDescripcion SI -
LeerPercepcionesPorIVA SI -
MostrarEnDisplay SI SI
ObtenerCAIUltimoDocumentoA SI -
ObtenerConfiguracion SI -
ObtenerConfiguracionCompleta SI SI
ObtenerDatosDeConfiguracion SI SI
ObtenerDatosDeInicializacion SI SI
ObtenerNombreDeFantasia SI SI
ObtenerVersionDelControlador SI SI
PedidoDeStatus SI SI
PedirPrimerIva ♦ SI
PedirSiguienteIVA ♦ SI
Recibir SI SI
Recomenzar SI SI
ReimprimirComprobante SI SI
ReporteX SI SI
ReporteZ SI SI
ReporteZIndividualPorFecha SI SI
ReporteZIndividualPorNumero SI SI
ReporteZPorFechas SI SI
ReporteZPorNumeros SI SI
Subtotal
SI SI

Página 23 de 126
VERSIONES
METODOS v051122 v010724
TratarDeCancelarTodo SI SI
VerificarModelo SI -
♦ Este símbolo en la tabla anterior indica que para la versión del OCX Fiscal Hasar, a cuya co-
lumna pertenece, el método de la correspondiente fila ha sido deprecado.
La mayoría de los métodos disponibles en el OCX Fiscal Hasar mantienen una relación uno
a uno con los strings de comandos soportados por los diferentes modelos y versiones de
impresoras fiscales Hasar. De hecho, los argumentos que requieren los métodos son los
mínimos y necesarios para construir dichos strings. El envío de cada comando es transpa-
rente para el software de gestión para puntos de venta.
Algunos de los métodos disponibles en el OCX Fiscal Hasar pueden generar más de un
string de comando, y otros pueden no generar ninguno. En ambos casos la idea subyacente
es facilitar las tareas de programación, tornando más amigable el desarrollo de software
de gestión para puntos de venta.
Es responsabilidad del desarrollador del software de gestión para puntos de venta con-
sultar, además de esta guía de referencia, el manual de comandos de la impresora fiscal
Hasar para informarse de lo esperado por dichos equipos en cada comando, de lo que pue-
de entregar como respuesta a cada uno de ellos, en que casos puede ser rechazado, del
comportamiento de la impresora fiscal Hasar, etc., etc..
Según el modelo de impresora fiscal Hasar el manual de comandos a consultar debe ser:
Modelo Impresora Fiscal Hasar Manual de
comandos
(CIF) Centro Integral de Facturación ‘Publicif.pdf’
Página Completa ‘Publfact.pdf’
Térmicas ‘Publterm.pdf’
Tiqueadoras ‘Publtick.pdf’
Todos los documentos mencionados se incluyen en el ZIP de drivers fiscales que se puede
descargar (gratuitamente) del sitio web de Grupo HASAR.
Es responsabilidad del software de gestión para puntos de venta garantizar la exactitud de
la información pasada en los argumentos, así como el tratamiento de los eventos y excep-
ciones que pudieran generarse con motivo de la invocación a un método del OCX Fiscal
Hasar.
En las próximas páginas se describen en detalle cada uno de los métodos disponibles en el
OCX Fiscal Hasar.

Página 24 de 126
Abortar( )
METODO
Disponible en versiones: v010724 (y posteriores).
String de comando: No genera.
Argumentos: No requiere.
El software de gestión para puntos de venta puede utilizar el método Abortar( ) para inte-
rrumpir un proceso en curso (esperar la respuesta a un comando) cuando la propiedad
ReintentoConstante( ) se encuentra cargada con el valor "verdadero", y se produce una si-
tuación de "time-out" en la comunicación con la impresora fiscal Hasar.
Ejemplos de uso:
· Válido para OCX Fiscal Hasar v010724 (y anteriores).
…
HASAR1.PedidoDeStatus ‘// Aquí la impresora fiscal está apagada
…
End Sub
Private Sub HASAR1_ImpresoraNoResponde(ByVal CantReint As Long)
…
If (HASAR1.ReintentoConstante) And (CantReint = 3) Then
HASAR1.Abortar
End
End If
…
End Sub
En el ejemplo anterior el software viene ejecutando sentencias en forma normal, pero al
invocar al método PedidoDeStatus( ) no hay comunicación con la impresora fiscal. Como
consecuencia, el OCX Fiscal Hasar genera el evento ImpresoraNoResponde( ).
La rutina que atrapa el evento posee un bloque “If / Then / End If” que si se cumple la
condición de reintento constante para lograr comunicación con la impresora fiscal Hasar,
y además se ha alcanzado la cantidad máxima de 3 de estos reintentos, se aborta la ope-
ración y se da por finalizada la ejecución del software.
· Válido para OCX Fiscal Hasar v051122.
…
HASAR1.PedidoDeStatus ‘// Aquí la impresora fiscal está apagada
…
End Sub

Página 25 de 126
Private Sub HASAR1_ImpresoraNoResponde(ByVal CantReint As Long)
…
If (HASAR1.ReintentoConstante) And (HASAR1.Reintentos = CantReint) Then
HASAR1.Abortar
End
End If
…
End Sub
La diferencia entre este ejemplo, y el visto para la versión v010724 del OCX Fiscal Hasar,
es el uso de la propiedad Reintentos( ) –disponible a partir de la versión v051122.

Página 26 de 126
AbrirCajonDeDinero( )
METODO
Disponible en versiones: v010724 (y posteriores).
String de comando: OpenDrawer
Argumentos: No requiere.
Permite al software de gestión para puntos de venta abrir el cajón de dinero conectado a
la impresora fiscal Hasar (no todos los modelos permiten la conexión de tal dispositivo).
Ejemplo de uso:
· Válido para todas las versiones del OCX Fiscal Hasar
…
HASAR1.CerrarComprobanteFiscal
HASAR1.AbrirCajonDeDinero
…

Página 27 de 126
AbrirComprobanteFiscal( )
METODO
Disponible en versiones: v010724 (y posteriores).
String de comando: OpenFiscalRreceipt
Argumentos:
comprob Obligatorio. Permite indicar el tipo de documento fiscal que se desea abrir.
Este método le permite al software de gestión para puntos de venta abrir un documento
fiscal (DF) de entre los que se incluyen en la siguiente tabla de constantes embebidas:
Todas las constantes embebidas que no comienzan con “TICKET_“ identifican documentos
fiscales que pueden emitirse mediante impresoras fiscales Hasar de página completa
(formularios continuos u hojas sueltas).
Todas las constantes embebidas incluidas en la tabla anterior identifican documentos fis-
cales que pueden emitirse mediante impresoras fiscales Hasar CIF (centros integrales de
facturación –rollo de papel, formularios continuos u hojas sueltas-).
Ejemplos de uso:
· Valido para el OCX Fiscal Hasar v051122 (y anteriores).
Dim comprob As DocumentosFiscales
Dim doc As TiposDeDocumento
Dim respons As TiposDeResponsabilidades
…
comprob = FACTURA_A
doc = TIPO_CUIT
respons = RESPONSABLE_INSCRIPTO
…
HASAR1.DatosCliente “Razón Social…”, “99999999995”, doc, respons, “Domicilio…”
TIPO DE DF DECIMAL HEXA
FACTURA_A 48 30
FACTURA_B 49 31
NOTA_DEBITO_A 68 44
NOTA_DEBITO_B 69 45
RECIBO_A 97 61
RECIBO_B 98 62
TICKET_C 84 54
TICKET_FACTURA_A 65 41
TICKET_FACTURA_B 66 42
TICKET_NOTA_DEBITO_A 50 32
TICKET_NOTA_DEBITO_B 51 33
El desarrollador debe tener presente
que no todos los documentos inclui-
dos en la tabla de la izquierda pue-
den ser emitidos sobre todos los mo-
delos y versiones de impresoras fisca-
les Hasar.
Todas las constantes embebidas que
comienzan con “TICKET_” identifican
documentos fiscales que pueden emi-
tirse mediante impresoras fiscales
Hasar tiqueadoras (rollo de papel).

Página 28 de 126
HASAR1.AbrirComprobanteFiscal comprob
…
Es importante que el desarrollador de software de gestión para puntos de venta conside-
re:
Algunos documentos fiscales exigen, para poder ser abiertos, un comando previo con
los datos del receptor del comprobante.
Por ejemplo, no es necesario para la apertura de tiques a consumidores finales (TIC-
KET_C), es obligatorio para comprobantes clase ‘A’, y puede se optativo u obligatorio
para comprobantes ‘B’. Este último caso depende el modelo de impresora fiscal
Hasar.
Que algunos tipos de comprobantes se encuentran limitados por la normativa fiscal vi-
gente en cuanto al monto máximo que pueden alcanzar.
Por ejemplo,
▪ Tiques factura.
La impresora fiscal es la responsable de controlar que el software de gestión para
puntos de venta no supere el límite de $10000.00 (pesos diez mil).
▪ Tiques factura ‘B’ a consumidores finales, sin nominar.
La impresora fiscal es la responsable de controlar que el software de gestión para
puntos de venta no supere el límite de $1000.00 (pesos un mil).
▪ Tiques a consumidores finales (TICKLET_C).
El software de gestión para puntos de venta es el responsable de controlar que
las ventas no superen el límite de $1000.00 (pesos un mil).
Los montos máximos indicados son los exigidos por la normativa fiscal vigente.
Dichos montos pueden ser modificados en el futuro.

Página 29 de 126
AbrirComprobanteNoFiscal( )
METODO
Disponible en versiones: v010724 (y posteriores).
String de comando: OpenNonFiscalReceipt
Argumentos:
estacion Opcional. Permite seleccionar la estación de impresión. Si se omite, el OCX Fis-
cal Hasar asume el valor ESTACION_TICKET.
Argumento disponible en versiones v051122 (y posteriores)
Este método le permite al software de gestión para puntos de venta abrir un documento
no fiscal (DNF) en alguna de las estaciones de impresión disponibles en la impresora fiscal
Hasar. Las estaciones de impresión posibles se identifican mediante las constantes embe-
bidas incluidas en la siguiente tabla:
Cuando el argumento estacion toma el valor ESTACION_SLIP el comprobante no fiscal es
abierto en la llamada tercera estación de impresión, disponible sobre los siguientes mode-
los de impresoras fiscales Hasar: SMH/P-PR4F, SMH/P-PR5F, SMH/P-425F, o SMH/P-435F.
Ejemplos de uso:
· Valido para el OCX Fiscal Hasar v010724 (y anteriores)
…
HASAR1.AbrirComprobanteNoFiscal
…
Si haciendo uso de esta versión del OCX Fiscal Hasar el software de gestión para puntos de
venta requiriese emitir un comprobante a través de la tercera estación de impresión, de-
berá emlear el método AbrirComprobanteNoFiscalEnSlip( ).
· Valido para el OCX Fiscal Hasar v051122
Dim estacion As TiposDeEstacion
Estacion = ESTACION_TICKET
…
HASAR1.AbrirComprobanteNoFiscal estacion
…
ESTACIONES DE IMPRESION DECIMAL HEXA
ESTACION_SLIP 83 53
ESTACION_TICKET 84 54
Las constantes embebidas que se inclu-
yen en la tabla de la izquierda no están
disponibles en la versión v010724 (y an-
teriores) del OCX Fiscal Hasar.

Página 30 de 126
El uso destinado al documento no fiscal es libre en formato tique. Sin embargo, en for-
mato de hoja suelta o formulario contínuo, el uso del documento está restringido a los
indicados por la RG AFIP 259/98 (sus modificatorias y/o complementarias).

Página 31 de 126
AbrirComprobanteNoFiscalEnSlip( )
METODO
Disponible en versiones: v010724 (y anteriores).
v051122 (y posteriores) DEPRECADO
String de comando: OpenNonFiscalSlip
Argumentos: No requiere.
Este método le permite al software de gestión para puntos de venta abrir un documento
no fiscal (DNF) en la tercera estación de impresión de los siguientes modelos de impreso-
ras fiscal Hasar: SMH/P-PR4F, SMH/P-PR5F, SMH/P-425F, o SMH/P-435F.
Ejemplos de uso:
· Valido para el OCX Fiscal Hasar v010724 (y anteriores)
…
HASAR1.AbrirComprobanteNoFiscalEnSlip
…
El uso destinado al documento no fiscal en formato de hoja suelta o formulario contí-
nuo está restringido a los indicados por la RG AFIP 259/98 (sus modificatorias y/o com-
plementarias).

Página 32 de 126
AbrirComprobanteNoFiscalHomologado( )
METODO
Disponible en versiones: v010724 (y anteriores).
v051122 (y posteriores) DEPRECADO
String de comando: OpenDNFH
Argumentos:
docum Obligatorio. Permite especificar el tipo de comprobante que se desa abrir.
nro Opcional / Obligatorio. Permite especificar el número que se le asignará al com-
probante.
En el caso de emisión de Notas de Crédito o Remitos, este argumento puede omi-
tirse debido a que la obligación de numerarlos recae sobre la impresora fiscal,
cualquiera sea el fabricante, según la normativa fiscal vigente.
Para el resto de los comprobantes, posibles de ser abiertos con este método, la
numeración es obligación del software de gestión para puntos de venta.
Este método le permite al software de gestión para puntos de venta abrir un documento
no fiscal homologado (DNFH) de entre los que se incluyen en la siguiente tabla de cons-
tantes embebidas:
TIPO DE DNFH DECIMAL HEXA
CARGO_HABITACION 85 55
COTIZACION 117 75
NOTA_CREDITO_A 82 52
NOTA_CREDITO_B 83 53
ORDEN_SALIDA 115 73
RECIBO_X 120 78
REMITO 114 72
RESUMEN_CUENTA 116 74
El desarrollador de software de gestión para
puntos de venta debe tener presente que no to-
dos los documentos incluidos en la tabla de la iz
quierda pueden ser emitidos sobre todos los mo
delos y versiones de impresoras fiscales Hasar.
Ejemplos de uso:
· Valido para el OCX Fiscal Hasar v010724 (y anteriores)
Dim docum As DocumentosNoFiscales
Dim doc As TiposDeDocumento
Dim respons As TiposDeResponsabilidades
Dim linea As Long
Dim original As String
…
docum = NOTA_CREDITO_A
…
doc = TIPO_CUIT
respons = RESPONSABLE_INSCRIPTO
…

Página 33 de 126
linea = 1
original = “0001-00000123”
…
HASAR1.InformacionRemito(linea) = original
HASAR1.DatosCliente “Razón Social…”, “99999999995”, doc, respons, “Domicilio…”
HASAR1.AbrirComprobanteNoFiscalHomologado docum
…
Para la versión v051122 (y posteriores) del OCX Fiscal Hasar ver el método AbrirDNFH( ).
Notar en el ejemplo anterior que para poder abrir una Nota de Crédito se requieren dos
comandos previos:
· SetEmbarkNumber, que lo genera la propiedad InformacionRemito( ).
Vinculación a un comprobante original.
En la versión v051122 (y posteriores) del OCX Fiscal Hasar la propiedad que genera este
comando pasa a llamarse DocumentoDeReferencia( ).
· SetCustomerData, que lo genera el método DatosCliente( ).
Datos del comprador.
Algunos documentos no fiscales homologados exigen, para poder ser abiertos, un co-
mando previo con los datos del receptor del comprobante.
Por ejemplo, es obligatorio para comprobantes clase ‘A’, y puede se optativo u obliga-
torio para comprobantes ‘B’. Este último caso depende el modelo de impresora fiscal
Hasar.
Que algunos tipos de comprobantes se encuentran limitados por la normativa fiscal vi-
gente en cuanto al monto máximo que pueden alcanzar.
Por ejemplo,
▪ Notas de crédito ‘B’ a consumidores finales, con datos incompletos (falta especi-
ficar tipo y número de documento del comprador).
La impresora fiscal es la responsable de controlar que el software de gestión para
puntos de venta no supere el límite de $1000.00 (pesos un mil).
El monto máximo indicado es el exigido por la normativa fiscal vigente.
Dicho monto puede ser modificado en el futuro.

Página 34 de 126
AbrirDNFH( )
METODO
Disponible en versiones: v051122 (y posteriores).
String de comando: OpenDNFH
Argumentos:
docum Obligatorio. Permite especificar el tipo de comprobante que se desa abrir.
nro Opcional / Obligatorio. Permite especificar el número que se le asignará al com-
probante.
En el caso de emisión de Notas de Crédito o Remitos, este argumento puede omi-
tirse debido a que la obligación de numerarlos recae sobre la impresora fiscal,
cualquiera sea el fabricante, según la normativa fiscal vigente.
Para el resto de los comprobantes, posibles de ser abiertos con este método, la
numeración es obligación del software de gestión para puntos de venta.
Este método le permite al software de gestión para puntos de venta abrir un documento
no fiscal homologado (DNFH) de entre los que se incluyen en la siguiente tabla de cons-
tantes embebidas:
TIPO DE DNFH DECIMAL HEXA
ADELANTO_REMUNERACION 39 27
CARGO_HABITACION 85 55
CLAUSULA_CREDITO 58 3A
CLAUSULA_SEGURO 59 3B
COMUNICACIÓN_CLIENTE 33 21
COTIZACION 117 75
INGRESO_EGRESO_SUCURSAL 43 2B
MINUTA_CREDITO 36 24
NOTA_CREDITO_A 82 52
NOTA_CREDITO_B 83 53
OFRECIMIENTO_CREDITO 34 22
OFRECIMIENTO_PASAPORTE 37 25
OFRECIMIENTO_TARJETA 35 23
ORDEN_SALIDA 115 73
PAGARE 60 3C
POLIZA_SEGURO 61 3D
RECIBO_X 120 78
RECORDATORIO 62 3E
REMITO 114 72
RENOVACION_CREDITO 38 26
RESCATE_MERCADERIA 42 2A
RESUMEN_CUENTA 116 74
SOLICITUD_CLAVE_TARJETA 41 29
SOLICITUD_CREDITO 63 3F
SOLICITUD_TARJETA_DEBITO 40 28
TICKET_AVISO_OPERACION_CREDITO 70 46
TICKET_COBRO_SERVICIO 47 2F

Página 35 de 126
TICKET_CUPON_PROMOCION 71 47
TICKET_ENTREGA 45 2D
TICKET_ESTACIONAMIENTO 46 2E
TICKET_INGRESO_DINERO 64 40
TICKET_NOTA_CREDITO_A 52 34
TICKET_NOTA_CREDITO_B 53 35
TICKET_PAGARE 55 37
TICKET_PRESUPUESTO 44 2C
TICKET_RECIBO_X 54 36
TICKET_RETIRO_DINERO 65 41
TICKET_TALON_CAMBIO 66 42
TICKET_TALON_CUENTA_CORRIENTE 69 45
TICKET_TALON_REGALO 68 44
TICKET_TALON_REPARTO 67 43
TICKET_USO_INTERNO_FARMACIA 72 48
El desarrollador de software de gestión para puntos de venta debe tener presente que no
todos los documentos incluidos en la tabla anterior pueden ser emitidos sobre todos los
modelos y versiones de impresoras fiscales Hasar.
Ejemplos de uso:
· Valido para el OCX Fiscal Hasar v051122 (y posteriores)
Dim docum As DocumentosNoFiscales
Dim doc As TiposDeDocumento
Dim respons As TiposDeResponsabilidades
Dim linea As Long
Dim original As String
…
docum = NOTA_CREDITO_A
…
doc = TIPO_CUIT
respons = RESPONSABLE_INSCRIPTO
…
linea = 1
original = “0001-00000123”
…
HASAR1.DocumentoDeReferencia(linea) = original
HASAR1.DatosCliente “Razón Social…”, “99999999995”, doc, respons, “Domicilio…”
HASAR1.AbrirDNFH docum
…
Para la versión v010724 (y anteriores) del OCX Fiscal Hasar ver el método AbrirCompro-
banteNoFiscalHomologado( ).
Página 36 de 126
Notar en el ejemplo anterior que para poder abrir una Nota de Crédito se requieren dos
comandos previos:
· SetEmbarkNumber, que lo genera la propiedad DocumentoDeReferencia( ).
Vinculación a un comprobante original.
En la versión v010724 (y anteriores) del OCX Fiscal Hasar la propiedad que genera este
comando se llamaba InformacionRemito( ).
· SetCustomerData, que lo genera el método DatosCliente( ).
Datos del comprador.
Algunos documentos no fiscales homologados exigen, para poder ser abiertos, un co-
mando previo con los datos del receptor del comprobante.
Por ejemplo, es obligatorios para comprobantes clase ‘A’, ‘B/C’ (Notas de Crédito y
Tiques Nota de crédito).
Que algunos tipos de comprobantes se encuentran limitados por la normativa fiscal vi-
gente en cuanto al monto máximo que pueden alcanzar.
Por ejemplo,
▪ Tiques Nota de Crédito / Notas de crédito.
La impresora fiscal es la responsable de controlar que el software de gestión para
puntos de venta no supere el límite de $10000.00 (pesos diez mil).
▪ Tiques Nota de Crédito / Notas de Crédito ‘B’ a consumidores finales, con datos
incompletos (falta indicar tipo y número de documento del cliente).
La impresora fiscal es la responsable de controlar que el software de gestión para
puntos de venta no supere el límite de $1000.00 (pesos un mil).
Los montos máximos indicados son los exigidos por la normativa fiscal vigente.
Dichos montos pueden ser modificados en el futuro.

Página 37 de 126
ApagarIndicadorDeTambor( )
METODO
Disponible en versiones: v051122 (y posteriores).
String de comando: SetConfigPage
Argumentos: No requiere.
Este método le permite al software de gestión para puntos de venta apagar el LED de avi-
so de recambio de tambor.
El comando que se genera es aplicación sobre modelos y versiones de impresoras fiscales
Hasar láser; en particular, sólo para la línea SMH/PL-23F.
Ejemplos de uso:
· Valido para el OCX Fiscal Hasar v051122 (y posteriores)
…
HASAR1.ApagarIndicadorDeTambor
…

Página 38 de 126
AutodetectarControlador( )
METODO
Disponible en versiones: v010724 (y posteriores).
String de comando: StatusRequest
Argumentos:
puerto Obligatorio en el OCX Fiscal Hasar v010724 (y anteriores).
Opcional para la versión v051122 (y posteriores)
Permite indicarle al software de gestión para puntos de venta la identificación
del conector correspondiente al vínculo empleado.
RS-232 Identifica al puerto serie (1 = COM1, 2 = COM2, etc.).
Ethernet Identifica al socket correspondiente al COM incluido en un con-
versor Ethernet / RS-232 donde se conecta la impresora fiscal Ha
sar.
En el OCX Fiscal Hasar v010724 solamente es posible indicar un puerto RS-
232. En la versión v051122 (y posteriores) la interpretación del valor de puer-
to está asociada a la propiedad Transporte( ) del OCX Fiscal Hasar.
Si este argumento se omite –sólo v051122 (y posteriores)-, el método Autode-
tectarControlador( ) asume el valor configurado en la propiedad Puerto( ).
Este método permite al software de gestión para puntos de venta determinar la velocidad
(en baudios) a la que se encuentra trabajando el puerto serie de la impresora fiscal Hasar,
para así poder dialogar por ella, ya sea que esté conectada al puerto serie del host, o a un
puerto serie de un conversor Ethernet / RS-232 –versión v051122 (y posteriores) del OCX
Fiscal Hasar-.
La verificación de conexión se realiza a todas las velocidades posibles sobre el puerto in-
dicado por el software de gestión para puntos de venta.
Este método del OCX Fiscal Hasar genera y envía a la impresora fiscal Hasar el string del
comando StatusRequest, el cual es inocuo desde el punto de vista de impresión de com-
probantes, acumulaciones de montos, y/o control de numeradores; pero permite deter-
minar la existencia de comunicación entre el software de gestión para puntos de venta, y
la impresora fiscal Hasar. El envío del comando StatusRequest es transparente para el
software de gestión para puntos de venta, salvo por la excepción que se genera si la im-
presora fiscal Hasar no es detectada.
Cada intento del método AutodetectarControlador( ) por establecer conexión con la im-
presora fiscal Hasar a una nueva velocidad equivale a invocar al método Comenzar( ), sa-
biendo de antemano la velocidad a emplear (valor previamente configurado en la propie-
dad Baudios( )). En cada uno de dichos intentos el OCX Fiscal Hasar dispara el evento Pro-
gresoDetección( ).

Página 39 de 126
Si el método AutodetectarControlador( ) no fracasa, la propiedad Baudios( ) quedará con-
figurada con la velocidad, de puerto serie, a la cual fue detectada. En caso contrario se
genera una excepción.
A la salida de fábrica la velocidad de comunicación serie configurada en las impresoras fis-
cales Hasar es de 9600 baudios. En la mayoría de los modelos es posible optar por trabajar
a otras velocidades –para ello el software de gestión para puntos de venta cuenta con la
propiedad Baudios( ) (para el host) y el método CambiarVelocidad( ) (que afecta a la im-
presora fiscal Hasar)-.
Ejemplos de uso:
· Valido para el OCX Fiscal Hasar v010724 (y anteriores)
…
HASAR1.Puerto = 1
…
HASAR1.AutodetectarControlador HASAR1.Puerto
…
En el ejemplo anterior se intenta iniciar comunicación a través del puerto serie del host.
· Valido para el OCX Fiscal Hasar v051122 (y posteriores)
Dim transp As TiposDeTransporte
…
transp = PUERTO_SERIE
…
HASAR1.Puerto = 1
HASAR1.Transporte = transp
…
HASAR1.AutodetectarControlador
…
En este ejemplo se intenta iniciar comunicación via LAN, pasando por un conversor Ether-
net / RS-232. La dirección de IP corresponde a dicho conversor.
NOTAS:
· No debe emplear el método AutodetectarControlador( ) si la propiedad Transporte( ) no
se encuentra configurada como PUERTO_SERIE.
· El uso del método AutodetectarControlador( ) implica que no se necesita invocar al mé-
todo Comenzar( ).

Página 40 de 126
AutodetectarModelo( )
METODO
Disponible en versiones: v051122 (y posteriores).
String de comando: GetPrinterVersion
Argumentos: No requiere.
Este método permite al software de gestión para puntos de venta determinar -de ser ello
posible- el modelo y versión de impresora fiscal Hasar con que se ha establecido cone-
xión.
El método AutodetectarModelo( ) debe ser invocado con posterioridad a finalización éxi-
tosa del métdodo Comenzar( ), o del método AutodetectarControlador( ), según corres-
ponda.
Determinado el modelo y versión de impresora fiscal Hasar, el OCX Fiscal Hasar configura
automáticamente la propiedad Modelo( ) con la constante embebida adecuada.
Si el modelo de impresora fiscal Hasar no pudo ser identificado por el método Autodetec-
tarModelo( ) –se genera una excepción-, el valor de la propiedad Modelo( ) será indeter-
minado, y deberá ser modificado por el software de gestión para puntos de venta.
Ejemplo de uso:
· Valido para el OCX Fiscal Hasar v051122 (y posteriores)
Dim transp As TiposDeTransporte
…
transp = PUERTO_SERIE
…
HASAR1.Puerto = 1
HASAR1.Transporte = transp
…
HASAR1.AutodetectarControlador
HASAR1.AutodetectarModelo
…

Página 41 de 126
AvanzarPapel( )
METODO
Disponible en versiones: v010724 (y posteriores).
String de comando: FeedReceipt, FeedJournal, o FeedReceiptJournal
(el comando a generar depende del argumento papel)
Argumentos:
papel Obligatorio. Permite indicar si se avanza papel en la estación de impresión de
comprobantes para el cliente, en la estación de impresión de la cinta testigo, o
sobre ambas.
lineas Obligatorio. Permite indicar la cantidad de líneas de avance de papel.
Este método permite al software de gestión para puntos de venta realizar avances de pa-
pel cuando necesite dejar líneas en blanco. El método AvanzarPapel( ) no es aplicable so-
bre todos los comprobantes posibles de emitir, ni está disponible en todos los modelos de
impresoras fiscales Hasar (por ejemplo, los que solamente emiten comprobantes sobre for
mularios continuos u hojas sueltas –modelos de página completa-).
TIPOS DE PAPEL DECIMAL HEXA
PAPEL_DIARIO 1 1
PAPEL_TICKET 0 0
PAPEL_TICKET_Y_DIARIO 2 2
La tabla de la izquierda contiene las cons-
tantes embebidas que pueden emplearse co
mo valores posibles del argumento papel al
invocar al método AvanzarPapel( ).
Ejemplo de uso:
· Valido para el OCX Fiscal Hasar v010724 (y posteriores)
Dim papel As TiposDePapel
Dim lineas As Long
…
papel = PAPEL_TICKET
lineas = 3
…
HASAR1.AvanzarPapel papel, lineas
…

Página 42 de 126
BajaFiscal( )
METODO
Disponible en versiones: v010724 (y posteriores).
String de comando: KillEpromFiscal
Argumentos:
nreg En la versión v010724 del OCX Fiscal Hasar, este argumento no existe.
A partir de la versión v051122 es optativo (no todos los modelos de impresoras fis-
cales Hasar exigen este dato en la generación del string de comando).
Permite indicar el número de registro con el cual fue inicializada la impresora fis-
cal (por el técnico fiscal autorizado).
El software de gestión para puntos de venta debe tener la capacidad de poder ejecutar, bajo
estrictos controles de acceso, la baja de la memoria fiscal que posee la impresora fiscal Ha-
sar. Puede ocurrir que en presencia y a pedido de la autoridad fiscal competente, como re-
sultado de controles realizados por dicha autoridad, ésta solicite dar la baja de la memoria
fiscal. Si bien existe todo un procedimiento administrativo y técnico para concretar la baja
de una memoria fiscal, en casos muy excepcionales el software de gestión para puntos de
venta debe estar en condiciones de resolver la parte técnica de dicho procedimiento (a rea-
lizar siempre en presencia y a pedido de la autoridad fiscal competente).
Ejemplos de uso:
· Valido para el OCX Fiscal Hasar v010724 (y anteriores)
…
HASAR1.BajaFiscal
…
· Valido para el OCX Fiscal Hasar v051122 (y posteriores)
Dim nreg As Variant
…
Nreg = “HHW1234567”
…
HASAR1.BajaFiscal nreg
…

Página 43 de 126
BorrarDocumentoDeReferencia( )
METODO
Disponible en versiones: v051122 (y posteriores).
String de comando: SetEmbarkNumber
Argumentos: No requiere.
Este método permite al software de gestión para puntos de venta eliminar de la memoria
de trabajo de la impresora fiscal Hasar todas las líneas de textos memorizadas que hacen
referencia a comprobantes originales. Esta líneas son cargadas mediante la propiedad Do-
cumentoDeReferencia( ) para que se impriman en el encabezado del comprobante acom-
pañando a la leyenda “Comprobante Original Nº: “.
Ejemplo de uso:
· Valido para el OCX Fiscal Hasar v051122 (y posteriores)
…
HASAR1.BorrarDocumentoDeReferencia
…
Si el software de gestión para puntos de venta necesitare borrar alguna/s, y no todas, las
líneas memorizadas deberá recurrir al uso de la propiedad DocumentoDeReferencia( ).
Página 44 de 126
BorrarFantasiaEncabezadoCola( )
METODO
Disponible en versiones: v051122 (y posteriores).
String de comando: SetHeaderTrailer
Argumentos:
fantas Obligatorio. Permite indicar si se eliminan de la memoria de trabajo de la im-
presora fiscal Hasar todas las líneas de texto cargadas como nombre de fanta-
sía. Los valores posibles para este argumento son:
verdadero Eliminar todas las líneas.
falso Ignorar.
encab Obligatorio. Permite indicar si se eliminan de la memoria de trabajo de la im-
presora fiscal Hasar todas las líneas cargadas texto de encabezado. Los valores
posibles para este argumento son:
verdadero Eliminar todas las líneas.
falso Ignorar.
cola Obligatorio. Permite indicar si se eliminan de la memoria de trabajo de la im-
presora fiscal Hasar todas las líneas cargadas como texto de cola. Los valores
posibles para este argumento son:
verdadero Eliminar todas las líneas.
falso Ignorar.
Este método permite al software de gestión para puntos de venta eliminar de la memoria
de trabajo de la impresora fiscal Hasar todas las líneas de textos memorizadas que hacen
referencia a:
· Líneas 1 y 2. Nombre de fantasía (encabezado del comprobante).
Colocando en verdadero el argumento fantas.
Estas líneas fueron cargadas en la memoria de trabajo de la impresora fiscal Hasar me-
diante la propiedad NombreDeFantasia( ).
· Líneas 1 a 10. Textos de encabezado de comprobante.
Colocando en verdadero el argumento encab.
Estas líneas fueron cargadas en la memoria de trabajo de la impresora fiscal Hasar me-
diante la propiedad Encabezado( ).
· Líneas 11 a 20. Textos de cola de comprobante.
Colocando en verdadero el argumento cola.
Estas líneas fueron cargadas en la memoria de trabajo de la impresora fiscal Hasar me-
diante la propiedad Encabezado( ).
Ejemplo de uso:

Página 45 de 126
· Valido para el OCX Fiscal Hasar v051122 (y posteriores)
…
HASAR1.BorrarFantasiaEncabezadoCola False, False, True
…
El ejemplo anterior mantiene (de estar cargadas) en la memoria de trabajo de la impreso-
ra fiscal Hasar, todas las líneas de fantasía, todas las de encabezado, pero elimina todas
las de cola.
Si el software de gestión para puntos de venta necesitare borrar alguna/s, y no todas, las
líneas memorizadas deberá recurrir al uso de las propiedades NombreDeFantasia( ), y/o
Encabezado( ), según corresponda..

Página 46 de 126
CambiarCodigoIngresosBrutos( )
METODO
Disponible en versiones: v051122 (y posteriores).
String de comando: ChangeIBNumber
Argumentos:
nroIB Obligatorio. Permite indicar el número de inscripción en Ingresos Brutos corres-
pondiente al titular de la impresora fiscal Hasar.
El software de gestión para puntos de venta debería ofrecer al usuario, mediante estrictos
controles de acceso, la posibilidad de modificar su número de inscripción en ingresos brutos,
si tal cambio legalmente se produce.
Este método permite al software de gestión para puntos de venta modificar el número de
inscripción en Ingresos Brutos correspondiente al titular de la impresora fiscal Hasar; dato
que se encuentra grabado en la memoria fiscal del equipo.
El desarrollador debe tener presente que no todos los modelos y versiones de impresoras
fiscales Hasar soportan la modificación de este dato.
Ejemplo de uso:
· Valido para el OCX Fiscal Hasar v051122 (y posteriores)
Dim nroIB As String
…
nroIB = “IIBB-123456789012345”
…
HASAR1.ReporteZ
HASAR1.CambiarCodigoIngresosBrutos nroIB
…
El método CambiarCodigoIngresosBrutos( ) exige haber realizado previamente el cierre
diario "Z" para poder ejecutarse sin inconvenientes.
El método CambiarCodigoIngresosBrutos( ) puede ser utilizado hasta un máximo de 5 (cin-
co) veces en la vida útil de la memoria fiscal de la impresora fiscal Hasar.

Página 47 de 126
CambiarFechaInicioActividades( )
METODO
Disponible en versiones: v051122 (y posteriores).
String de comando: ChangeBussinessStartupDate
Argumentos:
fecha Obligatorio. Permite indicar la fecha de inicio de actividades correspondiente al
titular de la impresora fiscal Hasar.
El software de gestión para puntos de venta debería ofrecer al usuario, mediante estrictos
controles de acceso, la posibilidad de modificar su fecha de inicio de actividades, si tal cam-
bio legalmente se produce. Por ejemplo, al mudar la impresora fiscal Hasar de un local co-
mercial a otro.
Este método permite al software de gestión para puntos de venta modificar la fecha de
inicio de actividades correspondiente al titular de la impresora fiscal Hasar; dato que se
encuentra grabado en la memoria fiscal del equipo.
El desarrollador debe tener presente que no todos los modelos y versiones de impresoras
fiscales Hasar soportan la modificación de este dato.
Ejemplo de uso:
· Valido para el OCX Fiscal Hasar v051122 (y posteriores)
Dim fecha As Date
…
fecha = “01/01/2010”
…
HASAR1.ReporteZ
HASAR1.CambiarFechaInicioActividades fecha
…
El método CambiarFechaInicioActividades( ) exige haber realizado previamente el cierre
diario "Z" para poder ejecutarse sin inconvenientes.
El método CambiarFechaInicioActividades( ) puede ser utilizado hasta un máximo de 5
(cinco) veces en la vida útil de la memoria fiscal de la impresora fiscal Hasar.

Página 48 de 126
CambiarResponsabilidadIVA( )
METODO
Disponible en versiones: v010724 (y posteriores).
String de comando: ChangeIVAResponsability
Argumentos:
respons Obligatorio. Permite indicar la responsabilidad frente a IVA correspondiente al
titular de la impresora fiscal Hasar.
El software de gestión para puntos de venta debería ofrecer al usuario, mediante estrictos
controles de acceso, la posibilidad de modificar la responsabilidad frente a IVA del emisor,
si tal cambio legalmente se produce.
Este método permite al software de gestión para puntos de venta modificar la responsabi-
lidad frente a IVA correspondiente al titular de la impresora fiscal Hasar; dato que se en-
cuentra grabado en la memoria fiscal del equipo.
El desarrollador debe tener presente que no todos los modelos y versiones de impresoras
fiscales Hasar soportan la modificación de este dato.
RESPONSABILIDADES IVA DECIMAL HEXA
CLASE_MONOTRIBUTO 77 4D
CLASE_MONOTRIBUTO_SOCIAL ♦ 83 53
CLASE_NO_RESPONSABLE 65 41
CLASE_RESPONSABLE_EXENTO 69 45
CLASE_RESPONSABLE_INSCRIPTO 73 49
CLASE_RESPONSABLE_NO_INSCRIPTO ● 78 4E
En la tabla de la izquierda se
listan todas las constantes
embebidas en el OCX Fiscal
Hasar.
El argumento respons debe
tomar alguno de estos valo-
res.
♦ Esta responsabilidad frente a IVA (constante embebida que la identifica) no se encuen-
tra disponible en el OCX Fiscal Hasar v010724.
● Esta responsabilidad frente a IVA (constante embebida que la identifica) se encuentra
en desuso, de acuerdo a la normativa fiscal vigente.
Ejemplo de uso:
· Valido para el OCX Fiscal Hasar v010724 (y posteriores)
Dim respons As TiposResponsabilidadImpresor
…
respons = CALSE_RESPONSABLE_INSCRIPTO
…
HASAR1.ReporteZ
HASAR1.CambiarResponsabilidadIVA respons
…
Página 49 de 126
El método CambiarResponsabilidadIVA( ) exige haber realizado previamente el cierre dia-
rio "Z" para poder ejecutarse sin inconvenientes.
El método CambiarResponsabilidadIVA( ) puede ser utilizado hasta un máximo de 5 (cinco)
veces en la vida útil de la memoria fiscal de la impresora fiscal Hasar.

Página 50 de 126
CambiarVelocidad( )
METODO
Disponible en versiones: v010724 (y posteriores).
String de comando: SetComSpeed
Argumentos:
veloc Obligatorio. Permite indicar la velocidad -en baudios- que se establecerá para
las comunicaciones el puerto serie de la impresor fiscal Hasar.
El desarrollador debe tener presente que no todos los modelos y versiones de impresoras
fiscales Hasar soportan la modificación de esta configuración.
También debe tener presente que se trata de un comando destinado a la impresora fiscal,
por lo tanto no modifica la velocidad para las comunicaciones del puerto serie del host.
BAUDIOS
1200
2400
4800
9600
19200
38400
57600
115200
La tabla de la izquierda contiene la lista de posibles valores que puede tomar
el argumento veloc. Estos valores son los únicos soportados por las impresoras
fiscales Hasar.
Al modificarse la velocidad de las comunicaciones del puerto serie de la impre-
sora fiscal Hasar, el software de gestión para puntos de venta pierde conexión
para continuar generando y enviando comandos. Para retomar las comunica-
ciones se debe dar por finalizada la sesión de trabajo (en algún punto invocar
al método Finalizar( )), y modificar la propiedad Baudios( ) del OCX Fiscal Ha-
sar antes de dar inicio a una nueva sesión de trabajo.
Ejemplos de uso:
· Valido para el OCX Fiscal Hasar v010724 (y anteriores)
Dim veloc As Long
…
Veloc = 19200
…
HASAR1.CambiarVelocidad veloc
HASAR1.Finalizar
…
HASAR1.Baudios = veloc
HASAR1.Puerto = 1
HASAR1.Comenzar
…
En la versión v010724 del OCX Fiscal Hasar el correcto valor de la propiedad Baudios( ) es
responsabilidad del desarrollador del software de gestión para puntos de venta.

Página 51 de 126
· Valido para el OCX Fiscal Hasar v051122 (y posteriores)
Dim veloc As Long
…
Veloc = 19200
…
HASAR1.CambiarVelocidad veloc
HASAR1.Finalizar
…
HASAR1.Puerto = 1
HASAR1.AutodetectarControlador
…
En la versión v051122 del OCX Fiscal Hasar la propiedad Baudios( ) también puede configu-
rarla directamente el software de gestión para puntos de venta. Si embargo, el método
AutodetectarControlador( ) realiza esa tarea automáticamente.

Página 52 de 126
CancelarComprobante( )
METODO
Disponible en versiones: v010724 (y posteriores).
String de comando: Cancel
Argumentos: No requiere.
Este método permite al software de gestión para puntos de venta cancelar el comproban-
te en curso. Se entiende por cancelación la interrupción de la impresión –de ser posible-,
y la no acumulacion de valores (de haber correspondido). Si el comprobante cancelado
fuese alguno de los que son numerados por la impresora fiscal (documentos fiscales, notas
de crédito, tiques nota de crédito, o remitos), será considerado por ésta que dicho núme-
ro ha sido utilizado (se incrementará en uno para el próximo comprobante).
El desarrolador debe tener presente que no en todos los modelos y versiones de impreso-
ras fiscales Hasar es posible cancelar un comprobante con posterioridad al comando de
pago –método ImprimirPago( )- (y antes del comando de cierre –método Cerrar…( )-).
Ejemplo de uso:
· Valido para el OCX Fiscal Hasar v010724 (y posteriores)
…
HASAR1.CancelarComprobante
…

Página 53 de 126
CancelarComprobanteFiscal( )
METODO
Disponible en versiones: v010724 (y posteriores).
String de comando: Cancel, o TotalTender
Argumentos: No requiere.
Este método permite al software de gestión para puntos de venta cancelar el comproban-
te fiscal en curso. Se entiende por cancelación la interrupción de la impresión –de ser po-
sible-, y la no acumulacion de valores (de haber correspondido). Será considerado por la
impresora fiscal Hasar que el número del comprobante fiscal cancelado ha sido utilizado
(se incrementará en uno para el próximo comprobante).
El desarrollador debe tener presente que no en todos los modelos y versiones de impreso-
ras fiscales Hasar es posible cancelar un comprobante con posterioridad al comando de
pago –método ImprimirPago( )- (y antes del comando de cierre –método CerrarCompro-
banteFiscal( )-).
El OCX Fiscal Hasar generará el string del comando Cancel o TotalTender según corres-
ponda, luego de haber consultado internamente el valor de la propiedad Modelo( ).
Ejemplo de uso:
· Valido para el OCX Fiscal Hasar v010724 (y posteriores)
…
HASAR1.CancelarComprobanteFiscal
…

Página 54 de 126
Capacidades( )
METODO
Disponible en versiones: v051122 (y posteriores).
String de comando: No genera.
Argumentos:
capac Obligatorio. Permite indicar la capacidad de la impresora fiscal Hasar sobre la
cual se desea hacer la consulta.
subcap Opcional. Permite indicar, para cada capacidad –de corresponder-, la subcapa-
cidad de la impresora fiscal Hasar sobre la cual se desea hacer la consulta.
resul Opcional. En los casos que el método retorna el valor verdadero, este argumen-
to permite obtener información relativa a la capacidad (y subcapacidad, si así
fuese) respecto de la cual se ha hecho la consulta.
Permite al software de gestión para puntos de venta determinar –mediante el retorno de
un valor booleano (verdadero/falso)- si una característica dada está disponible en la im-
presora fiscal Hasar que se encuentra configurada en la propiedad Modelo( ).
CAPACIDADES DECIMAL HEXA
CAPACIDAD_CAJON 3 3
CAPACIDAD_DOCUMENTO_SLIP 0 0
CAPACIDAD_DOCUMENTO_TICKET 1 1
CAPACIDAD_ESTACION 2 2
CAPACIDAD_TEXTO_ENCABEZADO_COLA 7 7
CAPACIDAD_TEXTO_FISCAL 4 4
CAPACIDAD_TEXTO_NO_FISCAL 6 6
CAPACIDAD_TEXTO_VENTA 5 5
La tabla de la izquierda con
tiene la lista de constantes
embebidas del OCX Fiscal
Hasar que identifican las ca
pacidades acerca de las cua
les el software de gestión
para puntos de venta puede
realizar una consulta.
SUBCAPACIDADES DECIMAL HEXA
SOPORTA_FACTURA 0 0
SOPORTA_NOTA_CREDITO 1 1
La tabla de la izquierda contiene la lista de
constantes embebidas del OCX Fiscal Hasar
que identifican las subcapacidades asocia-
das a las capacidades CAPACIDAD_DOCU
MENTO_SLIP y CAPACIDAD_DOCUMENTO_
TICKET.
Las subcapacidades anteriores hacen referencia a comprobantes fiscales que se emiten
sobre rollos de papel y/o formularios continuos u hojas sueltas.
Por ejemplo, invocar al método Capacidades( ) con los argumentos CAPACIDAD_DOCUMEN
TO_TICKET y SOPORTA_FACTURA, cuando la propiedad Modelo( ) toma el valor MODE-
LO_P435, retornará verdadero (la impresora fiscal Hasar modelo SMH/P-435F emite tiques
factura). Sin embargo, retornará falso si la propiedad Modelo( ) toma el valor MODELO_
272.

Página 55 de 126
SUBCAPACIDADES DECIMAL HEXA
ESTACION_SLIP 83 53
ESTACION_TICKET 84 54
La tabla de la izquierda contiene la lista de
constantes embebidas del OCX Fiscal Hasar que
identifican las subcapacidades asociadas a la ca-
pacidad CAPACIDAD_ESTACION.
Consultar por la capacidad CAPACIDAD_ESTACION le permite al software de gestión de
pauntos de venta saber el tipo de papel de impresión que admite la impresora fiscal
Hasar: rollo de papel, formularios continuos (u hojas sueltas), o ambas posibilidades.
Para la consulta respecto de la capacidad CAPACIDAD_CAJON no exísten subcapacidades
asociadas.
Para las capacidades CAPACIDAD_TEXTO_..... tampoco exísten subcapacidades asociadas.
Sin embargo, en estos casos resulta de utilidad el argumento opcional resul, ya que en ca-
so que la consulta mediante el método Capacidades( ) retorne con valor verdadero, en el
argumento mencionado el OCX Fiscal Hasar entrega la longitud máxima que el texto pue-
de alcanzar. En algunos casos puede llegar a imprimirse en un ancho de campo menor que
el indicado. Por ejemplo, para las impresoras fiscales de página completa (formularios
continuos u hojas sueltas) se acepta una longitud máxima de 120 caracteres, aunque en
las líneas 1 y 2 de encabezado se impriman solamente 50. Los valores que puede tomar el
argumento resul se muestran en la siguiente tabla:
TEXTO
FISCAL VENTA NO FISCAL HEADER /
TRAILER
IMPRESORAS
FISCALES HASAR
TIQUE SLIP TIQUE SLIP TIQUE SLIP TIQUE SLIP
MODELO_614 28 0 20 0 40 0 40 0
MODELO_615 28 0 20 0 40 0 40 0
MODELO_PR4 28 0 20 0 40 80 40 40
MODELO_950 28 0 20 0 40 80 40 40
MODELO_951 28 0 20 0 40 80 40 40
MODELO_262 30 0 28 0 48 0 48 0
MODELO_PJ20 0 50 0 50 0 120 0 120
MODELO_P320 0 50 0 50 0 120 0 120
MODELO_715 28 0 20 0 40 0 40 0
MODELO_PR5 28 0 20 0 40 80 40 40
MODELO_272 36 0 28 0 48 0 48 0
MODELO_PPL8 0 50 0 50 0 120 0 120
MODELO_P321 0 50 0 50 0 120 0 120
MODELO_P322 0 50 0 50 0 120 0 120
MODELO_P425 31 50 23 50 45 120 45 120
MODELO_P425_201 31 50 23 50 45 120 45 120
MODELO_PPL8_201 0 50 0 50 0 120 0 120
MODELO_P322_201 0 50 0 50 0 120 0 120
MODELO_P330 0 50 0 50 0 120 0 120
MODELO_P435 31 50 23 50 45 120 45 120
MODELO_P330_201 0 50 0 50 0 120 0 120
MODELO_PPL9 0 50 0 50 0 120 0 120
MODELO_P330_202 0 50 0 50 0 120 0 120
MODELO_P435_101 31 50 23 50 45 120 45 120
MODELO_715_201 28 0 20 0 40 0 40 0
MODELO_PR5_201 28 0 20 0 40 80 40 40
MODELO_P435_102 31 50 23 50 45 120 45 120
MODELO_PPL23 0 50 0 50 0 120 0 120
MODELO_715_302 28 0 20 0 40 0 40 0

Página 56 de 126
TEXTO
FISCAL VENTA NO FISCAL HEADER /
TRAILER
IMPRESORAS FISCA-
LES HASAR
TIQUE SLIP TIQUE SLIP TIQUE SLIP TIQUE SLIP
MODELO_715_403 28 0 20 0 40 0 40 0
MODELO_P330_203 0 50 0 50 0 120 0 120
MODELO_441 31 0 23 0 45 0 45 0
MODELO_PPL23_101 0 50 0 50 0 120 0 120
MODELO_P435_203 31 50 23 50 45 120 45 120
MODELO_P1120 0 50 0 50 0 120 0 120
Las constantes embebidas de la primera columna respondes a los valores que puede tomar
la propiedad Modelo( ).
Ejemplo de uso:
· Valido para el OCX Fiscal Hasar v051122 (y posteriores)
Dim capac As CapacidadesSoportadas
Dim subcap As TiposDeDocumentoSoportado
Dim resul As Variant
…
capac = CAPACIDAD_DOCUMENTO_SLIP
subcap = SOPORTA_FACTURA
…
If (HASAR1.Capacidades(capac, subcap)) then
…
End If
…
capac = CAPACIDAD_TEXTO_VENTA
…
If (HASAR1.Capacidades(capac, , resul)) then
MsgBox “Venta: “ & resul & “ caracteres”
…
End If
…
Página 57 de 126
CapacidadRestante( )
METODO
Disponible en versiones: v010724 (y posteriores).
String de comando: HistoryCapacity
Argumentos:
cantz No disponible en la versión v010724.
Opcional. Permite obtener la cantidad máxima de cierres diarios ‘Z’ que admite
(como registros) la memoria fiscal de la impresora fiscal Hasar en uso.
ultz No disponible en la versión v010724.
Opcional. Permite obtener la cantidad de cierres diarios ‘Z’ realizados hasta el
momento.
Este método permite al software de gestión para puntos de venta determinar la cantidad
máxima de cierres diarios ‘Z’ (puede variar según el modelo de impresora fiscal) que es
posible realizar durante la vida útil de la memoria fiscal, además de saber que número le
corresponde al último cierre diario ‘Z’ realizado.
La diferencia entre la cantidad máxima y el último número de cierre diario ‘Z’ permite es-
tablecer la cantidad de cierres faltantes. Si bien éste parece ser un dato obvio, debe ser
tenido en cuenta por el desarrollador del software de gestión para puntos de venta, debi-
do a que:
· Agotada la capacidad máxima de la memoria fiscal, la impresora fiscal Hasar inhabilita
la emisión de comprobantes (a excepción de reportes de auditoría y consultas de estado)
hasta tanto el equipo sea dado de baja.
· El procedimiento de baja y recambio de la memoria fiscal (alta de la nueva memoria fis-
cal) es de orden técnico y legal. Durante el período de tiempo que transcurre entre la ba-
ja de la memoria fiscal actual y el alta de la nueva memoria fiscal la impresora fiscal
Hasar no puede ser utilizada, debiéndose recurrir a otro punto de venta declarado ante
AFIP –que puede ser talonario preimpreso-).
Debido a lo anterior, es importante comenzar el proceso de recambio de memoria fiscal
con antelación al agotamiento de la capacidad de la memoria fiscal.
Al margen de los controles que instrumente el software de gestión para puntos de venta,
la impresora fiscal Hasar da aviso de memoria fiscal a punto de agotarse, treinta (30) cie-
rres diarios ‘Z’ antes de que esto ocurra (y durante las jornadas comerciales posteriores).
El aviso de memoria fiscal a punto de agotarse es dado de dos formas:
▪ El OCX Fiscal Hasar genera el evento EventoFiscal( ). Esto ocurre a partir de la infor-
mación contenida en el campo de estado fiscal de la respuesta a un comando enviado
a la impresora fiscal Hasar por el software de gestión para puntos de venta.
▪ Cada vez que se emite un cierre diario ‘Z’ imprime en la zona del pie la leyenda:
“Cierres remantes: nn“ (donde nn es la cantidad disponible).

Página 58 de 126
Ejemplos de uso:
· Valido para el OCX Fiscal Hasar v010724 (y anteriores)
Dim cantz As String
Dim ultz As String
…
HASAR1.CapacidadRestante
cantz = HASAR1.Respuesta(3)
ultz = HASAR1.Respuesta(4)
…
· Valido para el OCX Fiscal Hasar v051122 (y posteriores)
Dim cantz As Variant
Dim ultz As variant
…
HASAR1.CapacidadRestante cantz, ultz
…

Página 59 de 126
CargarLogo( )
METODO
Disponible en versiones: v010724 (y posteriores).
String de comando: StoreLogo, ResetLogo (según corresponda)
Argumentos:
archbmp Obligatorio. Permite indicar la ubicación y el nombre del archivo que con-
tiene la imagen a cargar en la memoria de trabajo de la impresora fiscal
Hasar; imagen que se imprimirá como logo en los comprobantes que se emi-
tan.
Si este argumento es un string vacío el OCX Fiscal Hasar asume que la ope-
ración a realizar es la eliminación de la memoria de trabajo de la imagen
actualmente almacenada.
Este método permite al software de gestión para puntos de venta cargar en la memoria de
trabajo de la impresora fiscal Hasar una imagen proveniente de un archivo en formato
‘BMP’. Dicha imagen será impresa como logo del emisor en cada documento que se emita.
Mediante este método será posible, también, eliminar dicha imagen de la memoria de tra-
bajo de la impresora fiscal Hasar.
Es importante tener en cuenta que no todos los modelos de impresoras fiscales Hasar ad-
miten la impresión de logos en los comprobantes que se emitan.
Otro punto importante es que la operación de cargar (o eliminar) un logo debe ser inme-
diatamente posterior a la realización de un cierre diario ‘Z’.
Para que la operación de carga del logo finalice exitosamente, aun cuando los comandos
generados por el método CargarLogo( ) hayan sido aceptados por la impresora fiscal
Hasar, el archivo que contiene la imagen debe cumplir con ciertos requisitos, a saber:
1. El archivo contenedor de la imagen deber respetar el formato BMP.
2. El atributo del archivo debe ser blanco y negro (no confundir con archivo color e
imagen en blanco y negro).
3. Respetar las dimensiones especificadas en el manual de comandos correspondiente
a la impresora fiscal en uso, y en concordancia con el tamaño de papel a emplear.
Ejemplos de uso:
· Validos para el OCX Fiscal Hasar v010724 (y posteriores)
Dim archbmp As String
…
archbmp = “c:\fiscal\logo.bmp”

Página 60 de 126
…
HASAR1.ReporteZ
HASAR1.CargarLogo archbmp
…
En este ejemplo se ha cargado en la memoria de trabajo de la impresora fiscal Hasar la
imagen contenida en el archivo “logo.bmp”, ubicado en el directorio “c:\fiscal” del host.
Dim archbmp As String
…
archbmp = “”
…
HASAR1.ReporteZ
HASAR1.CargarLogo archbmp
…
En este otro ejemplo se ha eliminado de la memoria de trabajo de la impresora fiscal
Hasar la imagen que pudiese estar alamcenada.
Página 61 de 126
CerrarComprobanteFiscal( )
METODO
Disponible en versiones: v010724 (y posteriores).
String de comando: CloseFiscalReceipt
Argumentos:
copias No disponible en la versión v010724 (y anteriores).
Opcional. Permite indicar la cantidad de ejemplares que se deberán impri-
mir del comprobante.
Este argumento es válido en aquellos modelos y/o versiones de impresoras
fiscales Hasar que admiten esta información en el string de comando que
genera el método CerrarComprobanteFiscal( ).
nrocerrar No disponible en la versión v010724 (y anteriores).
Opcional. Permite obtener el número del comprobante que se está cerran-
do.
Este método permite al software de gestión para puntos de venta cerrar el comprobante
fiscal cuya impresión se está realizando.
El uso del argumento copias está relacionado con el parámetro de configuración de la im-
presora fiscal Hasar asociado a COPIAS_DOCUMENTOS (cantidad de ejemplares que se per-
mitirán imprimir), donde este último tiene prioridad sobre el primero. Por ejemplo, si el
parámetro COPIAS_DOCUMENTOS (que se establece mediante el método ConfigurarCon-
trolador( )) está configurado como “2”, y el argumento copias vale “3”, la impresora fis-
cal Hasar solo permitirá emitir hasta un duplicado.
En los modelos y/o versiones de impresoras fiscales Hasar para los cuales no es admisible
el uso del argumento copias, el software de gestión para puntos de venta deberá recurrir
al método ReimprimirComprobante( ) para solicitar los ejemplares adicionales que co-
rrespondan.
En modelos y/o versiones de impresoras fiscales Hasar de página completa (impresión so-
bre formularios continuos u hojas sueltas), y en modelos y versiones CIF (centros integra-
les de facturación), el número obtenido a través del argumento nrocerrar no tiene porque
coincidir con el número de apertura del mismo comprobante.
Tener presente que la normativa fiscal vigente…
Exige a las impresoras fiscales incrementar en uno el número de comprobante en
cada nueva hoja.
No se pueden cerrar comprobantes en $ 0.00 (pesos cero), o con subtotales o im-
puestos negativos.

Página 62 de 126
Ejemplos de uso:
· Validos para el OCX Fiscal Hasar v010724 (y anteriores)
Dim nrocerrar As String
…
HASAR1.CerrarComprobanteFiscal
nrocerrar = HASAR1.Respuesta(3)
…
Notar que para la versión v010724 (y anteriores) del OCX Fiscal Hasar el número del com-
probante que se ha cerrado debe obtenerse mediante el uso de la propiedad Respuesta( ).
· Validos para el OCX Fiscal Hasar v051122 (y posteriores)
Dim nrocerrar As Variant
Dim copias As Variant
…
copias = 2
…
HASAR1.CerrarComprobanteFiscal copias, nrocerrar
…

Página 63 de 126
CerrarComprobanteNoFiscal( )
METODO
Disponible en versiones: v010724 (y posteriores).
String de comando: CloseNonFiscalReceipt
Argumentos:
copias No disponible en la versión v010724 (y anteriores).
Opcional. Permite indicar la cantidad de ejemplares que se deberán impri-
mir del comprobante.
Este argumento es válido en aquellos modelos y/o versiones de impresoras
fiscales Hasar que admiten esta información en el string de comando que
genera el método CerrarComprobanteNoFiscal( ).
Este método permite al software de gestión para puntos de venta cerrar el comprobante
no fiscal cuya impresión se está realizando.
El uso del argumento copias está relacionado con el parámetro de configuración de la im-
presora fiscal Hasar asociado a COPIAS_DOCUMENTOS (cantidad de ejemplares que se per-
mitirán imprimir), el cual es ignorado para este tipo de comprobantes. Por ejemplo, si el
parámetro COPIAS_DOCUMENTOS (que se establece mediante el método ConfigurarCon-
trolador( )) está configurado como “2”, y el argumento copias vale “5”, la impresora fis-
cal Hasar permitirá emitir hasta el quintuplicado sin inconvenientes.
En los modelos y/o versiones de impresoras fiscales Hasar para los cuales no es admisible
el uso del argumento copias, el software de gestión para puntos de venta deberá recurrir
al método ReimprimirComprobante( ) para solicitar los ejemplares adicionales que co-
rrespondan.
Ejemplos de uso:
· Validos para el OCX Fiscal Hasar v010724 (y anteriores)
…
HASAR1.CerrarComprobanteFiscal
HASAR1.ReimprimirComprobante
…
· Validos para el OCX Fiscal Hasar v051122 (y posteriores)
Dim copias As Variant
…
copias = 2

Página 64 de 126
…
HASAR1.CerrarComprobanteNoFiscal copias
…

Página 65 de 126
CerrarComprobanteNoFiscalHomologado( )
METODO
Disponible en versiones: v010724 (y anteriores).
v051122 (y posteriores) DEPRECADO
String de comando: CloseDNFH
Argumentos: No requiere.
Este método permite al software de gestión para puntos de venta cerrar el comprobante
no fiscal homologado cuya impresión se está realizando.
Si el software de gestión para puntos de venta necesitara emitir ejemplares adicionales (a
los que se imprimen automáticamente) deberá recurrir al método ReimprimirComproban-
te( ) para solicitarlos.
En modelos y/o versiones de impresoras fiscales Hasar de página completa (impresión so-
bre formularios continuos u hojas sueltas), y en modelos y versiones CIF (centros integra-
les de facturación), el número de cierre del comprobante debe obtenerse a través del
empleo de la propiedad Respuesta( ). En el caso de emisión de Notas de Crédito, el núme-
ro de cierre no tiene porque coincidir con el número de apertura de dicho comprobante.
Tener presente que, para las Notas de Crédito, la normativa fiscal vigente…
Exige a las impresoras fiscales incrementar en uno el número de comprobante en
cada nueva hoja.
No se pueden cerrar comprobantes en $ 0.00 (pesos cero), o con subtotales o im-
puestos negativos.
Ejemplo de uso:
· Validos para el OCX Fiscal Hasar v010724 (y anteriores)
Dim nrocerrar As String
…
HASAR1.CerrarComprobanteNoFiscalHomologado
nrocerrar = HASAR1.Respuesta(3)
HASAR1.ReimprimirComprobante
…
Página 66 de 126
CerrarDNFH( )
METODO
Disponible en versiones: v051122 (y posteriores).
String de comando: CloseDNFH
Argumentos:
copias Opcional. Permite indicar la cantidad de ejemplares que se deberán impri-
mir del comprobante.
Este argumento es válido en aquellos modelos y/o versiones de impresoras
fiscales Hasar que admiten esta información en el string de comando que
genera el método CerrarDNFH( ).
nrocerrar Opcional. Permite obtener el número del comprobante que se está cerran-
do.
Este método permite al software de gestión para puntos de venta cerrar el comprobante
no fiscal homologado cuya impresión se está realizando.
En el caso de emisión de Notas de Crédito, el uso del argumento copias está relacionado
con el parámetro de configuración de la impresora fiscal Hasar asociado a COPIAS_ DOCU-
MENTOS (cantidad de ejemplares que se permitirán imprimir), donde este último tiene
prioridad sobre el primero. Por ejemplo, si el parámetro COPIAS_DOCUMENTOS (que se es-
tablece mediante el método ConfigurarControlador( )) está configurado como “2”, y el
argumento copias vale “3”, la impresora fiscal Hasar solo permitirá emitir hasta un dupli-
cado. Para el resto de los comprobantes, posibles de cerrar con el string de comando ge-
nerado por el método CerrarDNFH( ), el parámetro COPIAS_DOCUMENTOS no tiene efecto.
En los modelos y/o versiones de impresoras fiscales Hasar para los cuales no es admisible
el uso del argumento copias, el software de gestión para puntos de venta deberá recurrir
al método ReimprimirComprobante( ) para solicitar los ejemplares adicionales que co-
rrespondan.
En modelos y/o versiones de impresoras fiscales Hasar de página completa (impresión so-
bre formularios continuos u hojas sueltas), y en modelos y versiones CIF (centros integra-
les de facturación), el número obtenido a través del argumento nrocerrar no tiene porque
coincidir con el número de apertura del mismo comprobante.
Tener presente que, en el caso de emisión de Notas de Crédito, la normativa fiscal vigen-
te…
Exige a las impresoras fiscales incrementar en uno el número de comprobante en
cada nueva hoja.
No se pueden cerrar comprobantes en $ 0.00 (pesos cero), o con subtotales o im-
puestos negativos.

Página 67 de 126
Ejemplo de uso:
· Valido para el OCX Fiscal Hasar v051122 (y posteriores)
Dim nrocerrar As Variant
Dim copias As Variant
…
copias = 2
…
HASAR1.CerrarDNFH copias, nrocerrar
HASAR1.ReimprimirComprobante
…

Página 68 de 126
Comenzar( )
METODO
Disponible en versiones: v010724 (y posteriores).
String de comando: StatusRequest
Argumentos: No requiere.
Este método permite al software de gestión para puntos de venta iniciar una sesión de
trabajo estableciendo –de ser posible- las comunicaciones a través del vínculo configurado
en la propiedad Transporte( ) –versión v051122 (y posteriores) del OCX Fiscal Hasar-, o a
través del puerto serie local –versión v010724 (y anteriores)- y, para todas las versiones,
empleando por defecto el valor configurado en la propiedad Puerto( ).
Configuradas apropiadamente, por el software de gestión para puntos de venta, las pro-
piedades asociadas al vínculo a emplear para dialogar con la impresora fiscal, el OCX Fis-
cal Hasar envía dos pedidos de status (strings de comando StatusRequest) para verificar
que las comunicaciones se han establecido con normalidad.
Ejemplos de uso:
· Valido para el OCX Fiscal Hasar v010724 (y anteriores)
…
HASAR1.Puerto = 1
HASAR1.Baudios = 9600
…
HASAR1.Comenzar
…
En la versión v010724 del OCX Fiscal hasar el vínculo de comunicaciones es siempre el
puerto serie local (RS-232). El método Comenzar( ) asume por defecto COM1 y una veloci-
dad de 9600 baudios, salvo que el software de gestión para punto de venta configure las
propiedades Puerto( ) y Baudios( ) con otros valores.
· Valido para el OCX Fiscal Hasar v051122 (y posteriores)
…
HASAR1.Trasnporte = PUERTO_SERIE
HASAR1.Puerto = 1
HASAR1.Baudios = 9600
…
HASAR1.Comenzar
…

Página 69 de 126
En la versión v051122 del OCX Fiscal Hasar el vínculo de comunicaciones puede ser el
puerto serie (RS-232), o Ethernet.
En el caso de comunicaciones a través del puerto serie local, el método Comenzar( ) asu-
me por defecto COM1, una velocidad de 9600 baudios y como transporte el valor de la
constante embebida PUERTO_SERIE, salvo que el software de gestión para punto de venta
configure las propiedades Transporte( ), Puerto( ) y Baudios( ) con otros valores.
En el caso de comunicaciones a través de la LAN Ethernet el software de gestión para pun-
tos de venta es responsable de configurar las propiedades Transporte( ), DireccionIP( ),
Puerto( ) y Baudios( ) apropiadamente.
VINCULO DECIMAL HEXA
PUERTO_SERIE 0 0
SOCKET_TCP 1 1
SOCKET_UDP 2 2
La tabla de la izquierda contiene las constantes
embebidas del OCX Fiscal Hasar v051122 (y poste-
riores), cuyos valores son de aplicación en la confi-
guración de la propiedad Transporte( ).
Cuando se utilice Ethernet como vínculo para establecer el diálogo entre el software de
gestión para puntos de venta y la impresora fiscal Hasar, ésta debe estar conectada al
puerto serie de un conversor Ethernet / RS-232; la propiedad Trasnsporte( ) debe tomar
alguno de los dos últimos valores de la tabla anterior, el valor de la propiedad Direccion
IP( ) debe ser la correspondiente dirección IP del conversor Ethernet / RS-232 dentro de la
red local, el valor de la propiedad Puerto( ) deber el valor de socket programado en el
conversor Ethernet / RS-232, y correspondiente al puerto serie donde se conecte la impre-
sora fiscal Hasar. Para la propiedad Baudios( ) valen las mismas consideraciones que para
cualquier puerto RS-232. Luego, vale el siguiente ejemplo (OCX Fiscal Hasar v051122 –y
posteriores-):
…
HASAR1.Trasnporte = SOCKET_TCP
HASAR1.DireccionIP = “192.0.5.34”
HASAR1.Puerto = 5555
HASAR1.Baudios = 9600
…
HASAR1.Comenzar
…
Cualquiera sea la versión de OCX Fiscal Hasar, el software de gestión para puntos de venta
puede optar por el uso del método AutodetectarControlador( ) –en lugar del método Co-
menzar( )-.
Cualquiera sea la versión del OCX Fiscal Hasar se debe tener presente el valor de configu-
ración de la propiedad ReintentoConstante( ) ya que si se encuentra configurada como
Falso, ante una falta de comunicación se genera una excepción. En cambio, si se encuen-
tra configurada como Verdadero, se generará el evento ImpresoraNoResponde( ).

Página 70 de 126
Algunas observaciones que el desarrollador del software de gestión para puntos de venta
debe tener en cuenta si desea pasar de la versión v010724 del OCX Fiscal Hasar, a la ver-
sión v051122.
…
HASAR1.Comenzar
…
HASAR1.Comenzar
…
Si se invoca nuevamente al método Comenzar( ) sin que pre-
viamente se haya invocado al método Finalizar( ), el OCX Fis-
cal Hasar presenta el siguiente comportamiento:
v010724 Se genera una excepción.
v051122 Se resuleve internamente sin generar excepción
alguna.
…
HASAR1.AutodetectarControlador
…
HASAR1.Comenzar
…
Si se invoca nuevamente al método Comenzar( ) sin
que previamente se haya invocado al método Finali-
zar( ), el OCX Fiscal Hasar presenta el siguiente com-
portamiento:
v010724 Se genera una excepción.
v051122 Se resuleve internamente sin generar
excepción alguna.
…
HASAR1.Comenzar
…
HASAR1.ReComenzar
…
Si se invoca nuevamente al método Comenzar( ) sin que pre-
viamente se haya invocado al método Finalizar( ), el OCX Fis-
cal Hasar presenta el siguiente comportamiento:
v010724 No se genera excepción alguna.
v051122 Recomenzar( ) DEPRECADO.

Página 71 de 126
ConfigurarControlador( )
METODO
Disponible en versiones: v010724 (y posteriores).
String de comando: ConfigureControllerByOne
Argumentos:
cambiar Obligatorio. Permite indicar el parámetro de comportamiento que se desea
modificar.
valor Obligatorio. Permite indicar el nuevo valor a asignar al parámetro de compor-
tamiento cambiar.
El método ConfigurarControlador( ) permite al software de gestión para puntos de venta
modificar parámetros de comportamiento de la impresora fiscal Hasar durante la jornada
fiscal.
PARAMETRO DECIMAL HEXA
ALTO_HOJA ♦ 60 3C
ANCHO_HOJA ♦ 61 3D
CHEQUEO_DESBORDE ♦ 64 40
CHEQUEO_TAPA_ABIERTA ♦ 65 41
COPIAS_DOCUMENTOS 57 39
CORTA_PAPEL 54 36
ESTACION_REPORTES_XZ ♦ 62 3E
IMPRESIÓN_CAMBIO 52 34
IMPRESIÓN_LEYENDAS 53 35
IMPRESIÓN_MARCO 55 37
MODO_IMPRESION ♦ 63 3F
PAGO_SALDO 58 3A
REIMPRESION_CANCELADOS 56 38
SONIDO_AVISO ● 59 3B
La tabla de la izquierda contiene la
lista de constantes embebidas, dis-
ponibles en el OCX Fiscal Hasar, aso-
ciadas a parámetros de comporta-
miento de la impresora fiscal Hasar.
♦ Disponible solamente en la ver
sión v051122 (y posteriores).
● En la versión v010724 (y ante-
riores) el mnemónico de esta
constante embebida es SONIDO
A continuación se describen los posibles valores que puede tomar cada uno de los paráme-
tros de comportamiento de la impresora fiscal Hasar:
ALTO_HOJA
Permite indicar, si el modelo de impresora fiscal Hasar lo admite, el alto de la hoja de
papel o formulario continuo a emplear para emisión de comprobantes.
ALTOS DECIMAL HEXA
ALTO_A4 65 41
ALTO_CARTA 67 43
ALTO_OFICIO 79 4F
ALTO_REDUCIDO 77 4D
La tabla de la izquierda muestra la lista de cons-
tantes embebidas del OCX Fiscal Hasar que el soft
ware de gestión para puntos de venta puede em-
plear con objeto de especificar este parámetro
de comportamiento de la impresora fiscal Hasar.

Página 72 de 126
ANCHO_HOJA
Permite indicar, si el modelo de impresora fiscal Hasar lo admite, el ancho de la hoja de
papel o formulario continuo a emplear para emisión de comprobantes.
ANCHOS DECIMAL HEXA
ANCHO_NORMAL 78 4E
ANCHO_REDUCIDO 77 4D
La tabla de la izquierda muestra la lista de cons-
tantes embebidas del OCX Fiscal Hasar que el
software de gestión para puntos de venta puede
emplear con objeto de especificar este paráme-
tro de comportamiento de la impresora fiscal Hasar.
CHEQUEO_DESBORDE
Permite indicar, si el modelo de impresora fiscal Hasar lo admite, si el chequeo de des-
borde de montos límite para comprobantes se realiza contra cada comando que cause
acumulación, o solamente se realiza al cerrar el documento.
Los valores posibles son:
P En todo momento.
Otro caracter Solo al cerrar el comprobante.
CHEQUEO_TAPA_ABIERTA
Permite indicar, si el modelo de impresora fiscal Hasar lo admite, si se debe imprimir aun-
que la tapa se encuentre abierta.
Los valores posibles son:
P Imprime con tapa abierta.
Otro caracter No imprimir.
COPIAS_DOCUMENTOS
Permite indicar, si el modelo de impresora fiscal Hasar lo admite, la cantidad máxima de
ejemplares que se podrán emitir de un mismo documento.
COPIAS DECIMAL HEXA
CUADRUPLICADO 52 34
DUPLICADO 50 32
NO_COPIAS 48 30
ORIGINAL 49 31
TRIPLICADO 51 33
La tabla de la izquierda muestra la lista de cons-
tantes embebidas del OCX Fiscal Hasar que el
software de gestión para puntos de venta puede
emplear con objeto de especificar este paráme-
tro de comportamiento de la impresora fiscal
Hasar.
CORTAR_PAPEL
Permite indicar, si el modelo de impresora fiscal Hasar lo admite, el tipo de corte a reali-
zar al finalizar un comprobante.
CORTE DECIMAL HEXA
CORTE_PARCIAL 80 50
CORTE_TOTAL 70 46
NO_CORTE 78 4E
La tabla de la izquierda muestra la lista de cons-
tantes embebidas del OCX Fiscal Hasar que el
software de gestión para puntos de venta puede
emplear con objeto de especificar este paráme-

Página 73 de 126
tro de comportamiento de la impresora fiscal Hasar.
ESTACION_REPORTES_XZ
Permite indicar, si el modelo de impresora fiscal Hasar lo admite, la estación de impresión
donde se emitirán, por defecto, los reportes ‘X’ y cierres diarios ‘Z’.
ESTACION DECIMAL HEXA
ESTACION_SLIP 83 53
ESTACION_TICKET 84 54
La tabla de la izquierda muestra la lista de cons-
tantes embebidas del OCX Fiscal Hasar que el
software de gestión para puntos de venta puede
emplear con objeto de especificar este paráme-
tro de comportamiento de la impresora fiscal Hasar.
IMPRESION_CAMBIO
Permite indicar, si el modelo de impresora fiscal Hasar lo admite, si debe imprimirse –de
corresponder- la leyenda “CAMBIO $ 0.00”.
Los valores posibles son:
P Imprimir leyenda.
Otro caracter No imprimir.
IMPRESION_LEYENDAS
Permite indicar, si el modelo de impresora fiscal Hasar lo admite, si deben imprimirse –de
corresponder- las leyendas opcionales (Ingresos Brutos, A consumidor Final, etc.)
Los valores posibles son:
P Imprimir leyendas.
Otro caracter No imprimir.
IMPRESION_MARCO
Permite indicar, si el modelo de impresora fiscal Hasar lo admite, si debe imprimirse el
marco de los comprobantes.
Los valores posibles son:
P Imprimir marco.
Otro caracter No imprimir.
MODO_IMPRESION
Permite indicar, si el modelo de impresora fiscal Hasar lo admite, el modo de comporta-
miento respecto de la impresión de comprobantes.
MODO DECIMAL HEXA
NO_USO_ESTACION_TICKET 65 41
USO_ESTACION_TICKET 77 4D
La tabla de la izquierda muestra la lista
de constantes embebidas del OCX Fiscal
Hasar que el software de gestión para
puntos de venta puede emplear con ob-
jeto de especificar este parámetro de comportamiento de la impresora fiscal Hasar.

Página 74 de 126
PAGO_SALDO
Permite indicar, si el modelo de impresora fiscal Hasar lo admite, el texto a imprimir co-
mo medio de pago, que se asociará al monto pendiente de saldar, cuando se cierre un
comprobante fiscal.
Por ejemplo: Cuenta Corriente
REIMPRESION_CANCELADOS
Permite indicar, si el modelo de impresora fiscal Hasar lo admite, si debe reimprimirse el
comprobante cancelado por corte de energía.
Los valores posibles son:
P Reimprimir comprobante.
Otro caracter No reimprimir.
Tener presente que en la reimpresión el número de comprobante es incrementado (de
tratarse de comprobantes fiscales, notas de crédito, o remitos).
SONIDO_AVISO / SONIDO
Permite indicar, si el modelo de impresora fiscal Hasar lo admite, si emitirse sonido de
advertencia ante la falta de papel.
Los valores posibles son:
P Señal sonora activada.
Otro caracter Desactivada.
Casi la totalidad de los parámetros de comportamiento permiten invocar al método Confi-
gurarControlador( ) sin que resulte necesario efectuar un cierre diario "Z" (invocar al mé-
todo ReporteZ( )). Otros requieren estar fuera de todo documento para proceder al cam-
bio.
El software de gestión para puntos de venta debería ofrecer estas opciones de confi-
guración al usuario final, teniendo en cuenta el modelo de impresora fiscal Hasar.
Ejemplo de uso:
· Valido para el OCX Fiscal Hasar v010724 (y posteriores)
Dim cambiar As ParametrosDeConfiguracion
Dim valor As NumeroDeCopias
…
Cambiar = COPIAS_DOCUMENTOS
valor = TRIPLICADO
…
HASAR1.ConfigurarControlador cambiar, valor
…

Página 75 de 126
ConfigurarControladorCompleto( )
METODO
Disponible en versiones: v010724 (y posteriores).
String de comando: GeneralConfiguration
Argumentos:
repcfg Obligatorio. Permite indicar si se imprimirá un reporte de la configuración
realizada.
Valores posibles:
Verdadero Imprimir reporte.
Falso No imprimir.
defparam Obligatorio. Permite indicar si para aquellos argumentos que se omitan se
empleará el valor que por defecto se programó en la impresora fiscal
Hasar a la salida de fábrica.
Valores posibles:
Verdadero Usar valores por defecto.
Falso No utilizarlos.
limitecf Opcional. Permite indicar el monto máximo que puede alcanzar un com-
probante ‘B’ a consumidor final, sin datos del cliente.
La normativa fiscal vigente establece este límite (valor que puede cam-
biar en el futuro) en $ 1000.00 (pesos un mil).
limitetf Opcional. Permite indicar el monto máximo que puede alcanzar un tique
factura o un tique nota de crédito / débito.
La normativa fiscal vigente establece este límite (valor que puede cam-
biar en el futuro) en $ 10000.00 (pesos diez mil).
ivanoi Opcional. Permite indicar la sobretasa de IVA para comprobantes que se
emitan a responsables no inscriptos. No Vigente.
Programar siempre como “0.00”.
copias Opcional. Permite indicar, si el modelo de impresora fiscal Hasar lo admi-
te, la máxima cantidad de ejemplares que se podrán imprimir de un mis-
mo comprobante (no automáticamente).
Valor por defecto: ORIGINAL
Valores posibles:
COPIAS DECIMAL HEXA La tabla de la izquierda muestra

Página 76 de 126
TRIPLICADO 51 33 de especificar este parámetro de
comportamiento de la impreso-
ra fiscal Hasar.
cambio Opcional. Permite indicar si –de corresponder- se imprimirá en el compro-
bante la leyenda “CAMBIO $ 0.00”.
Valor por defecto: No imprimir.
Valores posibles:
P Imprimir leyenda.
Otro caracter No imprimir.
leyendas Opcional. Permite indicar si –de corresponder- se omitirá la impresión en
el comprobante de las leyendas opcionales (Ingresos Brutos, A Consumidor
Final, etc.).
Valor por defecto: Imprimir.
Valores posibles:
P Imprimir leyendas opcionales.
Otro caracter No imprimir.
corte Opcional. Permite indicar, si el modelo de impresora fiscal Hasar lo admi-
te, el tipo de corte de papel a realizar al finalizar un comprobante.
Valor por defecto: Total.
Valores posibles:
CORTE DECIMAL HEXA
CORTE_PARCIAL 80 50
CORTE_TOTAL 70 46
NO_CORTE 78 4E
La tabla de la izquierda muestra
la lista de constantes embebidas
del OCX Fiscal Hasar que el soft-
ware de gestión para puntos de
venta puede emplear con objeto
de especificar este parámetro de comportamiento de la impresora fiscal
Hasar.
marco Opcional. Permite indicar, si el modelo de impresora fiscal Hasar lo admi-
te, si se imprime el marco de los comprobantes.
Valor por defecto: No imprimir.
Valores posibles:
P Imprimir marco.
Otro caracter No imprimir.
reimpr Opcional. Permite indicar, si el modelo de impresora fiscal Hasar lo admi-
te, si se realiza reimpresión de comprobantes cancelados por corte de
energía.
Valor por defecto: Reimprimir.
Valores posibles:

Página 77 de 126
P Reimprimir comprobante.
Otro caracter No imprimir.
txtsaldo Opcional. Permite indicar, si el modelo de impresora fiscal Hasar lo admi-
te, el texto que se imprimirá descripción de medio de pago si se cierra un
comprobante con saldo pendiente de pago.
Valor por defecto: “Cuenta Corriente”.
sonido Opcional. Permite indicar, si el modelo de impresora fiscal Hasar lo admi-
te, si se emitirá sonido de advertencia ante falta de papel.
Valor por defecto: Emitir sonido.
Valores posibles:
P Señal sonora activa.
Otro caracter Desactivada.
alto ♦ Opcional. Versión v010724 (y anteriores) no disponible.
Permite indicar, si el modelo de impresora fiscal Hasar lo admite, el alto
de la hoja de papel o formulario continuo a emplear para emisión de
comprobantes.
Valor por defecto: ALTO_REDUCIDO.
Valores posibles:
ALTOS DECIMAL HEXA
ALTO_A4 65 41
ALTO_CARTA 67 43
ALTO_OFICIO 79 4F
ALTO_REDUCIDO 77 4D
La tabla de la izquierda muestra
la lista de constantes embebidas
del OCX Fiscal Hasar que el soft
ware de gestión para puntos de
venta puede emplear con objeto
de especificar este parámetro de
comportamiento de la impresora fiscal Hasar.
ancho ♦ Opcional. Versión v010724 (y anteriores) no disponible.
Permite indicar, si el modelo de impresora fiscal Hasar lo admite, el an-
cho de la hoja de papel o formulario continuo a emplear para emisión de
comprobantes.
Valor por defecto: ANCHO_REDUCIDO.
Valores posibles:
ANCHOS DECIMAL HEXA
ANCHO_NORMAL 78 4E
ANCHO_REDUCIDO 77 4D
La tabla de la izquierda muestra
la lista de constantes embebi-
das del OCX Fiscal Hasar que el
software de gestión para puntos
de venta puede emplear con objeto de especificar este parámetro de
comportamiento de la impresora fiscal Hasar.
repestac ♦ Opcional. Versión v010724 (y anteriores) no disponible.
Permite indicar, si el modelo de impresora fiscal Hasar lo admite, la esta-
ción de impresión por defecto para emitir reportes ‘X’, o ‘Z’.
Valor por defecto: ESTACION_TICKET.

Página 78 de 126
Valores posibles:
ESTACION DECIMAL HEXA
ESTACION_SLIP 83 53
ESTACION_TICKET 84 54
La tabla de la izquierda muestra
la lista de constantes embebidas
del OCX Fiscal Hasar que el soft-
ware de gestión para puntos de
venta puede emplear con objeto de especificar este parámetro de com-
portamiento de la impresora fiscal Hasar.
modoimpr ♦ Opcional. Versión v010724 (y anteriores) no disponible.
Permite indicar, si el modelo de impresora fiscal Hasar lo admite, el modo
de impresión.
Valor por defecto: Mixto.
Valores posibles.
MODO DECIMAL HEXA
NO_USO_ESTACION_TICKET 65 41
USO_ESTACION_TICKET 77 4D
La tabla de la izquierda
muestra la lista de
constantes embebidas
del OCX Fiscal Hasar que
el software de gestión para puntos de venta puede emplear con objeto de
especificar este parámetro de comportamiento de la impresora fiscal
Hasar.
♦ Sólo disponible en la versión v051122 (y posteriores) del OCX Fiscal Hasar.
El método ConfigurarControladorCompleto( ) permite al software de gestión para puntos
de venta modificar parámetros de comportamiento de la impresora fiscal Hasar que, en su
mayoría, están asociados directa o indirectamente a la normativa fiscal vigente.
El software de gestión para puntos de venta debería ofrecer estas opciones de
configuración al usuario final.
El software de gestión para puntos de venta podrá invocar al método ConfigurarControla-
dorCompleto( ) si previamente ha realizado un cierre diario "Z" (invocando al método Re-
porteZ( )).
Ejemplos de uso:
· Valido para el OCX Fiscal Hasar v010724 (y anteriores)
…
Dim repcfg As Boolean, defparam As Boolean
Dim limitecf As String, limitetf As String, ivanoi As String, cambio As String
Dim Leyendas As String, marco As String, reimpr As String, txtsaldo As String

Página 79 de 126
Dim sonido As String
Dim copias As NumeroDeCopias
Dim corte As TiposDeCorteDePapel
…
repcfg = True
defparam = False
limitecf = “1000.00”
limitetf = “10000.00”
ivanoi = “0.00”
copias = DUPLICADO
cambio = “P”
marco = “P”
reimpr = “P”
txtsaldo = “Contado efectivo…”
sonido = “P”
…
HASAR1.ReporteZ
HASAR1.ConfigurarControladorCompleto repcfg, defparam, limitecf, limitetf, _
ivanoi, copias, cambio, leyendas, corte, marco, reimpr, txtsaldo, sonido
…
· Valido para el OCX Fiscal Hasar v051122 (y posteriores)
…
Dim repcfg As Boolean, defparam As Boolean
Dim limitecf As String, limitetf As String, ivanoi As String, cambio As String
Dim Leyendas As String, marco As String, reimpr As String, txtsaldo As String
Dim sonido As String
Dim copias As NumeroDeCopias
Dim corte As TiposDeCorteDePapel
Dim alto As TiposDeAltoHoja
Dim ancho As TiposDeAnchoHoja
Dim repestac As TiposdeEstacion
Dim modoimpr As TiposDeModoImpresion
…
repcfg = True
defparam = False
limitecf = “1000.00”
limitetf = “10000.00”
ivanoi = “0.00”
copias = DUPLICADO
cambio = “P”
marco = “P”
reimpr = “P”
txtsaldo = “Contado efectivo…”
sonido = “P”
alto = ALTO_A4

Página 80 de 126
ancho = ANCHO_NORMAL
repestac = ESTACION_TICKET
modoimpr = USO_ESTACION_TICKET
…
HASAR1.ReporteZ
HASAR1.ConfigurarControladorCompleto repcfg, defparam, limitecf, limitetf, _
ivanoi, copias, cambio, leyendas, corte, marco, reimpr, txtsaldo, sonido, _
alto, ancho, repestac, modoimpr
…

Página 81 de 126
ConfigurarControladorPorBloque( )
METODO
Disponible en versiones: v010724 (y posteriores).
String de comando: ConfigureControllerByBlock
Argumentos:
limitecf Opcional. Permite indicar el monto máximo que puede alcanzar un com-
probante ‘B’ a consumidor final, sin datos del cliente.
La normativa fiscal vigente establece este límite (valor que puede cam-
biar en el futuro) en $ 1000.00 (pesos un mil).
limitetf Opcional. Permite indicar el monto máximo que puede alcanzar un tique
factura o un tique nota de crédito / débito.
La normativa fiscal vigente establece este límite (valor que puede cam-
biar en el futuro) en $ 10000.00 (pesos diez mil).
ivanoi Opcional. Permite indicar la sobretasa de IVA para comprobantes que se
emitan a responsables no inscriptos. No Vigente.
Programar siempre como “0.00”.
copias Opcional. Permite indicar, si el modelo de impresora fiscal Hasar lo admi-
te, la máxima cantidad de ejemplares que se podrán imprimir de un mis-
mo comprobante (no automáticamente).
Valor por defecto: ORIGINAL
Valores posibles:
COPIAS DECIMAL HEXA
CUADRUPLICADO 52 34
DUPLICADO 50 32
NO_COPIAS 48 30
ORIGINAL 49 31
TRIPLICADO 51 33
La tabla de la izquierda muestra
la lista de constantes embebidas
del OCX Fiscal Hasar que el soft-
ware de gestión para puntos de
venta puede emplear con objeto
de especificar este parámetro de
comportamiento de la impreso-
ra fiscal Hasar.
cambio Opcional. Permite indicar si –de corresponder- se imprimirá en el compro-
bante la leyenda “CAMBIO $ 0.00”.
Valor por defecto: No imprimir.
Valores posibles:
P Imprimir leyenda.
Otro caracter No imprimir.
leyendas Opcional. Permite indicar si –de corresponder- se omitirá la impresión en
el comprobante de las leyendas opcionales (Ingresos Brutos, A Consumidor
Final, etc.).
Valor por defecto: Imprimir.

Página 82 de 126
Valores posibles:
P Imprimir leyendas opcionales.
Otro caracter No imprimir.
corte Opcional. Permite indicar, si el modelo de impresora fiscal Hasar lo admi-
te, el tipo de corte de papel a realizar al finalizar un comprobante.
Valor por defecto: Total.
Valores posibles:
CORTE DECIMAL HEXA
CORTE_PARCIAL 80 50
CORTE_TOTAL 70 46
NO_CORTE 78 4E
La tabla de la izquierda muestra
la lista de constantes embebidas
del OCX Fiscal Hasar que el soft-
ware de gestión para puntos de
venta puede emplear con objeto
de especificar este parámetro de comportamiento de la impresora fiscal
Hasar.
El método ConfigurarControladorPorBloque( ) permite al software de gestión para puntos
de venta modificar parámetros de comportamiento de la impresora fiscal Hasar que, en su
mayoría, están asociados directa o indirectamente a la normativa fiscal vigente.
El software de gestión para puntos de venta debería ofrecer estas opciones de
configuración al usuario final.
El software de gestión para puntos de venta podrá invocar al método ConfigurarControla-
dorPorBloque( ) si previamente ha realizado un cierre diario "Z" (invocando al método Re-
porteZ( )).
Ejemplo de uso:
· Valido para el OCX Fiscal Hasar v010724 (y posteriores)
…
Dim repcfg As Boolean, defparam As Boolean
Dim limitecf As String, limitetf As String, ivanoi As String, cambio As String
Dim Leyendas As String
Dim copias As NumeroDeCopias
Dim corte As TiposDeCorteDePapel
…
repcfg = True
defparam = False
limitecf = “1000.00”
limitetf = “10000.00”
ivanoi = “0.00”

Página 83 de 126
copias = DUPLICADO
cambio = “P”
marco = “P”
…
HASAR1.ReporteZ
HASAR1.ConfigurarControladorCompleto repcfg, defparam, limitecf, limitetf, _
ivanoi, copias, cambio, leyendas, corte
…

Página 84 de 126
CortarComprobanteNoFiscal( )
METODO
Disponible en versiones: v010724 (y posteriores).
String de comando: CutNonFiscalReceipt
Argumentos: No requiere.
Este método permite al software de gestión para puntos de venta provocar el corte de pa-
pel (en rollo) cuando esté emitiendo un comprobante no fiscal. No es aplicable sobre for-
mularios continuos u hojas sueltas.
Ejemplo de uso:
· Valido para el OCX Fiscal Hasar v010724 (y posteriores)
…
HASAR1.CortarComprobanteNoFiscal
…

Página 85 de 126
DatosCliente( )
METODO
Disponible en versiones: v010724 (y posteriores).
String de comando: SetCustomerData
Argumentos:
rsocial Obligatorio. Permite indicar la razón social del cliente al cual se le emitirá un
comprobante.
nrodoc Obligatorio. Permite indicar el número del documento presentado por el clien-
te. A lo sumo puede ser de 11 (once) dígitos.
El caso que el argumento tipodoc tome el valor TIPO_CUIT o TIPO_CUIL debe
ser de exactamente 11 (once) dígitos, y satisfacer el algoirtmo de verificación
correspondiente. Si toma el valor TIPO_PASAPORTE puede ser alfanumérico,
siempre y cuando la impresora fiscal Hasar soporte esa característica.
tipodoc Obligatorio. Permite indicar el tipo de documento presentado por el cliente.
DOCUMENTO DECIMAL HEXA
TIPO_CI 52 34
TIPO_CUIL ♦ 76 4C
TIPO_CUIT 67 43
TIPO_DNI 50 32
TIPO_LC 49 31
TIPO_LE 48 30
TIPO_NINGUNO 32 20
TIPO_PASAPORTE 51 33
La tabla de la izquierda muestra la
lista de constantes embebidas del
OCX Fiscal Hasar que el software de
gestión para puntos de venta puede
emplear con objeto de especificar
este argumento del método Datos-
Cliente( ).
♦ Sólo disponible en la versión v051122 (y posteriores) del OCX Fiscal Hasar.
En el caso particular que este argumento tome el valor TIPO_NINGUNO, el
OCX Fiscal Hasar ignorará el contenido del argumento nrodoc cuando el mé-
todo DatosCliente( ) genere el string del comando SetCustomerData.
respons Obligatorio. Permite indicar la responsabilidad frente a IVA del cliente al que
se le emitirá un comprobante.
RESPONSABILIDAD DECIMAL HEXA
BIENES_DE_USO ◊ 66 42
CONSUMIDOR_FINAL 67 43
EVENTUAL ♦ 86 56
EVENTUAL_SOCIAL ♦ 87 57
MONOTRIBUTO 77 4D
MONOTRIBUTO_SOCIAL ♦ 83 53
NO_CATEGORIZADO 84 54
NO_RESPONSABLE 65 41
RESPONSABLE_EXENTO 69 45
RESPONSABLE_INSCRIPTO 73 49
La tabla de la izquierda
muestra la lista de
constantes embebidas
del OCX Fiscal Hasar
que el software de ges-
tión para puntos de
venta puede emplear
con objeto de especifi-
car este argumento del
método DatosCliente( )

Página 86 de 126
RESPONSABLE_NO_INSCRIPTO ◊ 78 4E
♦ Sólo disponible en la versión v051122 (y posteriores) del OCX Fiscal
Hasar.
◊ No se encuentra vigente en la normativa fiscal actual. Se encuentra en
desuso.
domic
Optativo. Permite indicar el domicilio del cliente al que se le emite el com-
probante. Este argumento debe indicarse sólo si la impresora fiscal Hasar lo
requiere en el string de comando SetCustomerData que soporta.
El método DatosCliente( ) debe ser invocado por el software de gestión para puntos de
venta en forma previa al método de apertura de un comprobante fiscal, o al método de
apertura de una nota de crédito. Esto se debe a que toda la información del cliente se
imprime en el encabezado del comprobante, tarea que lleva a cabo el comando de aper-
tura.
Este método puede ser opcionalmente omitido en algunos modelos de impresoras fiscales
Hasar, pero solamente en el caso de emisión de comprobantes "B" a consumidor final. En
tal caso, el monto del comprobante queda limitado a $1000.00 (pesos un mil) por exigen-
cias de la normativa fiscal vigente.
El desarrollador del software de gestión para puntos de venta debe tener presente que:
· Consumidor final es la única responsabilidad frente a IVA donde el tipo de documento
del cliente puede ser cualquiera.
· Para el resto de las responsabilidades siempre se debe indicar TIPO_CUIT como tipo de
documento del cliente.
Ejemplo de uso:
· Valido para el OCX Fiscal Hasar v010724 (y posteriores)
…
Dim rsocial As String, nrodoc As String, domic As String
Dim tipodoc As TiposDeDocumento
Dim respons As TiposDeResponsabilidades
…
rsocial = “Horacio Nes”
nrodoc = “99999999995”
tipodoc = TIPO_CUIT
respons = RESPONSABLE_INSCRIPTO
domic = “Rio Seco 507…”
…
HASAR1.DatosCliente rsocial, nrodoc, tipodoc, respons, domic
…

Página 87 de 126
DescripcionStatusFiscal( )
METODO
Disponible en versiones: v010724 (y posteriores).
String de comando: No genera.
Argumentos:
valor Obligatorio. Permite indicar un valor representativo de un determinado bit, den-
tro del campo de estado fiscal, para obtener un texto descriptivo asociado.
Este método permite al software de gestión para puntos de venta puede mostrar al usua-
rio final un mensaje asociado a la generación de los eventos ErrorFiscal( ), o EventoFis-
cal(), o porque la propiedad HuboErrorFiscal( ) retornó verdadero.
VALOR DECIMAL HEXA
F_ALWAYS_ZERO ◊ 4 4
F_DATE_SET_FAIL ◊ 2048 800
F_FISCAL_MEMORY_FAIL 1 1
F_FISCAL_MEMORY_FULL 128 80
F_FISCAL_MEMORY_NEAR_FULL 256 100
F_FISCAL_TERMINAL_CERTIFIED 512 200
F_FISCAL_TERMINAL_FISCALIZED 1024 400
F_INVALID_COMMAND 32 20
F_INVALID_FIELD_DATA 16 10
F_INVOICE_OPEN ◊ 16384 4000
F_LOGIC_OR_0_8 ◊ 32768 8000
F_RECEIPT_OPEN 8192 2000
F_RECEIPT_SLIP_OPEN 4096 1000
F_TOTAL_OVERFLOW 64 40
F_UNRECOGNIZED_COMMAND 8 8
F_WORKING_MEMORY_FAIL 2 2
La tabla de la izquierda muestra la
lista de constantes embebidas del
OCX Fiscal Hasar que el software de
gestión para puntos de venta puede
emplear con objeto de identificar la
causa del disparo del evento Error-
Fiscal( ), EventoFiscal( ), o de la co-
locación en verdadero de la propie-
dad HuboErrorFiscal( ).
◊ DEPRECADO , No disponible en el
OCX Fiscal Hasar v051122 (y pos-
teriores).
Ejemplos de uso:
· Validos para el OCX Fiscal Hasar v010724 (y posteriores)
…
Dim texto As String
Dim valor As FiscalBits
…
valor = F_INVALID_FIELD_DATA
…
texto = HASAR1.DescripcionStatusFiscal(valor)
…

Página 88 de 126
…
Dim texto As String
Dim valor As FiscalBits
…
If (HASAR1.HuboErrorFiscal) Then
…
valor = F_INVALID_FIELD_DATA
…
texto = HASAR1.DescripcionStatusFiscal(valor)
…
End If
…
Private Sub HASAR1_ErrorFiscal(ByVal Flags As Long)
…
MsgBox “Error Fiscal: “ & HASAR1.DescripcionStatusFiscal(valor)
…
End Sub
Si la propiedad EventosIndividuales() del OCX Fiscal Hasar está configurada con el valor
falso, no se podrá utilizar el número crudo -que ingresa como argumento- generado por
junto al disparo de los eventos mencionados anteriormente (se deben identificar previa-
mente los bits con valor 1 –uno- para procesarlos individualmente).

Página 89 de 126
DescripcionStatusImpresora( )
METODO
Disponible en versiones: v010724 (y posteriores).
String de comando: No genera.
Argumentos:
valor Obligatorio. Permite indicar un valor representativo de un determinado bit, den-
tro del campo de estado de impresora, para obtener un texto descriptivo asocia-
do.
Este método permite al software de gestión para puntos de venta puede mostrar al usua-
rio final un mensaje asociado a la generación de los eventos ErrorImpresora( ), o Even-
toImpresora( ), o porque una de las propiedades HuboErrorMecanico( ) o HuboFaltapapel()
retornó verdadero.
VALOR DECIMAL HEXA
P_ALWAYS_ZERO_1 ◊ 1 1
P_ALWAYS_ZERO_2 ◊ 2 2
P_ALWAYS_ZERO_3 ◊ 512 200
P_ALWAYS_ZERO_4 ◊ 1024 400
P_ALWAYS_ZERO_5 ◊ 2048 800
P_ALWAYS_ZERO_6 ◊ 4096 1000
P_ALWAYS_ZERO_7 ◊ 8192 2000
P_BUFFER_EMPTY ◊ 128 80
P_BUFFER_FULL ◊ 64 40
P_DRAWER_CLOSED 16384 4000
P_JOURNAL_PAPER_LOW 16 10
P_LOGIC_OR_2_3_4_5_8_14 ◊ 32768 8000
P_OFFLINE 8 8
P_PRINTER_ERROR 4 4
P_RECEIPT_PAPER_LOW 32 20
P_SPLIT_PLATEN_OPEN 256 100
La tabla de la izquierda muestra la
lista de constantes embebidas del
OCX Fiscal Hasar que el software de
gestión para puntos de venta puede
emplear con objeto de identificar la
causa del disparo del evento Erro-
rImpresora( ), EventoImpresora( ), o
de la colocación en verdadero de al-
guna de las propiedades HuboError-
Mecanico( ) o HuboFaltaPapel( ).
◊ DEPRECADO , No disponible en el
OCX Fiscal Hasar v051122 (y pos-
teriores).
Ejemplos de uso:
· Validos para el OCX Fiscal Hasar v010724 (y posteriores)
…
Dim texto As String
Dim valor As FiscalBits
…
valor = P_OFFLINE
…
texto = HASAR1.DescripcionStatusImpresora(valor)
…

Página 90 de 126
…
Dim texto As String
Dim valor As FiscalBits
…
If (HASAR1.HuboErrorMecanico) Then
…
valor = P_PRINTER_ERROR
…
texto = HASAR1.DescripcionStatusImpresora(valor)
…
End If
…
Private Sub HASAR1_ErrorImpresora(ByVal Flags As Long)
…
MsgBox “Error Impresora: “ & HASAR1.DescripcionStatusImpresora(valor)
…
End Sub

Página 91 de 126
DescuentoGeneral( )
METODO
Disponible en versiones: v010724 (y posteriores).
String de comando: GeneralDiscount
Argumentos:
descrip Obligatorio. Permite indicar un texto asociado al monto de descuento/recar-
go a realizar sobre el subtotal del comprobante en curso.
monto Obligatorio. Permite indicar el monto de descuento/recargo a aplicar sobre
el subtotal del comprobante en curso.
neg Obligatorio. Permite indicar como afecta el monto al subtotal del compro-
bante en curso.
Los valores posibles son:
verdadero El monto será interpretado por el OCX Fiscal Hasar como rea-
lización de un descuento.
falso El monto será interpretado por el OCX Fiscal Hasar como rea-
lización de un recargo.
Este método permite al software de gestión para puntos de venta realizar un descuen-
to/recargo sobre el monto total del comprobante. Cada vez que se realiza un descuen-
to/recargo, el monto aplicado será prorrateado por la impresora fiscal Hasar entre todas
las alícuotas de IVA intervinientes en el comprobante fiscal (o nota de crédito) que se está
emitiendo.
El método DescuentoGeneral( ) puede ser invocado más de una vez si fuese necesario, pe-
ro una vez ejecutado con éxito el string de comando generado ya no se pueden realizar
más ventas.
El comando generado por el método DescuentoGeneral( ) no afecta a los montos de im-
puestos internos fijos acumulados en el comprobante que se esté emitiendo.
Se debe tener presente al aplicar descuentos generales que la normativa fiscal vigen-
te no permite cerrar comprobantes con subtotal en cero (o negativo).
Ejemplo de uso:
· Valido para el OCX Fiscal Hasar v010724 (y posteriores)

Página 92 de 126
…
Dim descrip As String
Dim monto As Double
Dim neg As Boolean
…
descrip = “Oferta Especial…”
monto = 45.34
neg = True
…
HASAR1.DescuentoGeneral descrip, monto, neg
…

Página 93 de 126
DescuentoUltimoItem( )
METODO
Disponible en versiones: v010724 (y posteriores).
String de comando: LastItemDiscount
Argumentos:
descrip Obligatorio. Permite indicar un texto asociado al monto de descuento/recar-
go a realizar sobre el último ítem vendido en el comprobante en curso.
monto Obligatorio. Permite indicar el monto de descuento/recargo a aplicar sobre
el último ítem vendido en el comprobante en curso.
neg Obligatorio. Permite indicar como afecta el monto al último ítem vendido en
el comprobante en curso.
Los valores posibles son:
verdadero El monto será interpretado por el OCX Fiscal Hasar como rea-
lización de un descuento.
falso El monto será interpretado por el OCX Fiscal Hasar como rea-
lización de un recargo.
Este método permite al software de gestión para puntos de venta realizar un descuen-
to/recargo sobre el último ítem vendido en el comprobante. Cada vez que se realiza un
descuento/recargo, el monto aplicado será prorrateado por la impresora fiscal Hasar en-
tre todos los componentes (monto neto y montos de impuestos) de la última venta (co-
mando inmediatamente anterior).
El método DescuentoUltimoItem( ) sólo puede ser invocado una vez por cada ítem vendido
y, una vez ejecutado con éxito el string de comando generado, es posible continuar con
más ventas.
El comando generado por el método DescuentoUltimoItem( ) no afecta a los montos de
impuestos internos fijos acumulados en el comprobante que se esté emitiendo.
Ejemplo de uso:
· Valido para el OCX Fiscal Hasar v010724 (y posteriores)
…
Dim descrip As String
Dim monto As Double
Dim neg As Boolean
…
descrip = “Oferta Especial…”

Página 94 de 126
monto = 45.34
neg = True
…
HASAR1.DescuentoUltimoItem descrip, monto, neg
…

Página 95 de 126
DetalleRecibo( )
METODO
Disponible en versiones: v010724 (y posteriores).
String de comando: ReceiptFiscalText
Argumentos:
descrip Obligatorio. Permite indicar el texto a imprimir en el Recibo ‘A’, ‘B/C’, o ‘X’.
El texto se imprime a continuación de la leyenda “En concepto de: “.
Este método permite al software de gestión para puntos de venta imprimir líneas de texto
en un recibo ("A", "B/C", o "X") que conformarán el detalle de "En concepto de...", con ob-
jeto explicar el monto del mismo.
El método DetalleRecibo() separa el texto recibido como argumento en dos o más líneas
en caso de superar el máximo aceptado por la impresora fiscal Hasar para una línea.
El desarrollador del software de gestión para puntos de venta deberá consultar en el ma-
nual de comandos de la impresora fiscal Hasar en uso la longitud máxima para cada línea
de texto, y la máxima cantidad de líneas soportadas.
Ejemplo de uso:
· Valido para el OCX Fiscal Hasar v010724 (y posteriores)
…
Dim descrip As String
…
Descrip = “Anticipo futuras compras…”
…
HASAR1.DetalleRecibo descrip
…

Página 96 de 126
DevolucionDescuento( )
METODO
Disponible en versiones: v010724 (y posteriores).
String de comando: ReturnRecharge
Argumentos:
descrip Obligatorio. Permite indicar un texto para imprimir, asociado a la bonifica-
ción / recargo, o la devolución de envases.
monto Obligatorio. Permite indicar el monto de descuento/recargo, o de devolución
de envases.
alicuota Obligatorio. Permite indicar la tasa de IVA que afecta al monto de descuen-
to/recargo, o devolución de envases.
impint Obligatorio. El valor que se indique en este argumento establece el impuesto
interno que afecta al monto de descuento/recargo, o devolución de envases.
El valor de impint y la interpretación que de él hace el OCX Fiscal Hasar de-
pende la programación de tres de sus propiedades: KIVA( ), ImpuestorInter-
nosFijos( ), e ImpuestosInternosPorMonto( ).
INTERPRETACION PROPIEDAD VALOR
KIVA( ) Verdadero
ImpuestoInternoFijo( ) Verdadero
Imp. int. Fijo ImpuestoInternoPorMonto( ) Falso
KIVA( ) Verdadero
ImpuestoInternoFijo( ) Falso
Factor K
Imp. int. Variable ImpuestoInternoPorMonto( ) Falso
KIVA( ) Falso
ImpuestoInternoFijo( ) Falso Porcentaje
(impuesto interno variable) ImpuestoInternoPorMonto( ) Falso
KIVA( ) Falso
ImpuestoInternoFijo( ) Verdadero
Monto Fijo
(impuesto interno fijo) ImpuestoInternoPorMonto( ) Verdadero
negat Obligatorio. Valor booleano que permite indicar si al operación será positiva,
o negativa.
Verdadero La operación es negativa.
Falso La operación es positiva.
oper Obligatorio. Permite indicar si la operación corresponde a un descuen-
to/recargo, o a una devolución de envases.

Página 97 de 126
OPERACION DECIMAL HEXA
DESCUENTO_RECARGO 66 42
DEVOLUCION_DE_ENVASES 69 45
La tabla de la izquierda
contiene la lista de cons-
tantes embedidas del OCX
Fiscal Hasar que pueden uti
lizarse como valores posibles del argumento oper.
Uno de los usos del método DevolucionDescuento( ) permite al software de gestión para
puntos de venta indicar un monto de descuento/recargo que en la impresora fiscal Hasar
se traduce en su aplicación sobre todos los ítems vendidos que se encuentren afectados
por la alícuota de IVA indicada mediante el argumento alicuota, y el impuesto interno in-
dicado mediante el argumento impint.
El otro uso del método DevoluciónDescuento( ) permite al software de gestión para puntos
de venta el manejo de la devolución de envases.
El método DevolucionDescuento( ) puede ser invocado más de una vez si fuese necesario,
pero una vez invocado no se pueden realizar más ventas.
Ejemplo de uso:
· Valido para el OCX Fiscal Hasar v010724 (y posteriores)
…
Dim descrip As String
Dim monto As Double, alicuota As Double, impint As Double
Dim negat As Boolean
Dim oper As TiposDeDescuentos
…
descrip = “Bonificación…”
monto = 15.00
alicuota = 21.00
impint = 10.00
negat = True
oper = DESCUENTO_RECARGO
…
HASAR1.KIVA = False
HASAR1.ImpuestoInternoFijo = False
HASAR1.ImpuestoInternoPorMonto = False
…
HASAR1.DevolucionDescuento descrip, monto, alicuota, impint, negat, oper´
…
En el ejemplo anterior se realiza un descuento de $ 15.00 .-, monto afectado por un 21 %
de IVA y un 10 % de impuestos internos. Si los impuestos declarados están incluidos en el
monto de descuento, o se los debe agregar, será una interpretación que hará el OCX Fiscal
Hasar observando el valor de su propiedad PrecioBase( ).
Página 98 de 126
DevolverPago( )
METODO
Disponible en versiones: v051122 (y posteriores).
String de comando: TotalTender
Argumentos:
descrip Obligatorio. Permite indicar la descripción de un pago realizado previamente,
en el comprobante en curso, cuyo monto coincide con el indicado en el ar-
gumento monto.
monto Obligatorio. Permite indicar el monto de un pago realizado previamente, en
el comprobante en curso, cuya descripción coincide con el indicado en el ar-
gumento descrip.
txtadic Opcional. Permite indicar el texto adicional de un pago con tarjeta de crédi-
to/débito realizado previamente, en el comprobante en curso, donde además
su descripción y monto coinciden con lo indicado en los argumentos descrip y
monto.
saldo Opcional. Permite obtener el monto pendiente de pago para el comprobante
en curso. Se trata de la diferencia entre el total del comprobante y los pagos
realizados.
El método DevolverPago( ) permite al software de gestión para puntos de venta realizar la
anulación de un pago realizado previamente en el comprobante en curso. En la impresora
fiscal Hasar se traduce como la impresión de un pago negativo.
Las devoluciones de pagos son contabilizadas por la impresora fiscal Hasar como si se tra-
tara de comandos de pago habituales. Es decir, la suma de pagos y devoluciones de pagos
no puede superar el máximo de pagos admitidos por la impresora fiscal Hasar en uso (no-
tar que se genera el mismo string de comando que en el caso de uso del método Impri-
mirPago( )).
La devolución de pagos es una prestación que no está disponible en todos los modelos de
impresoras fiscales Hasar.
En la devolución de un pago previo (dentro del mismo comprobante) deben coincidir exac-
tamente: descripción del pago, monto, y –de existir- descripción adicional. Cualquier di-
ferencia existente en alguno de estos datos causará que la impresora fiscal Hasar rechace
el string del comando generado.
Ejemplo de uso:
· Valido para el OCX Fiscal Hasar v010724 (y posteriores)

Página 99 de 126
…
Dim descrip As String
Dim monto As Double
Dim txtadic As Variant, saldo As variant
…
descrip = “TC Plasticard…”
monto = 154.30
txtadic = “ Nro: ****3456”
…
HASAR1.Imprimir Pago descrip, monto, txtadic, saldo
MsgBox “Falta pagar: $ “, saldo
HASAR1.ImprimirPago “Efectivo…”, 100.00, , saldo
MsgBox “Falta pagar: $ “, saldo
HASAR1.DevolverPago descrip, monto, txtadic, saldo
MsgBox “Falta pagar: $ “, saldo
…

Página 100 de 126
DNFHFarmacias( )
METODO
Disponible en versiones: v010724 (y posteriores).
String de comando: DNFHFarmacias
Argumentos:
copias Obligatorio. Permite indicar la cantidad de ejemplares que se emitiran del mis-
mo comprobante.
El método DNFHFarmacias( ) permite al software de gestión para puntos de venta emitir
un comprobante, destinado a obras sociales, por las ventas realizadas a afiliados a las
mismas.
El contenido del comprobante de farmacias es obtenido automáticamente por la impreso-
ra fiscal Hasar a partir del tique o tique factura emitido en forma previa e inmediata. Son
considerados, solamente, los primeros 20 ítems del tique o tique factura.
El comprobante que se genera mediante el método DNFHFarmacias( ) no se encuentra dis-
ponible en todos los modelos de impresoras fiscales Hasar.
El comprobante que se genera mediante el método DNFHFarmacias( ), en las impresoras
fiscales Hasar más modernas, ha sido reemplazado por el documento no fiscal homologado
“Uso Interno Farmacia” cuya confección es responsabilidad del software de gestíon para
puntos de venta, ofreciendo mayor flexibilidad a la hora de su emisión.
Ejemplo de uso:
· Valido para el OCX Fiscal Hasar v010724 (y posteriores)
…
Dim copias As Long
…
copias = 2
…
HASAR1.CerrarComprobanteFiscal
HASAR1.DNFHFarmacias copias
…

Página 101 de 126
DNFHReparto( )
METODO
Disponible en versiones: v010724 (y posteriores).
String de comando: DNFHReparto
Argumentos:
copias Obligatorio. Permite indicar la cantidad de ejemplares que se emitiran del mis-
mo comprobante.
El método DNFHReparto( ) permite al software de gestión para puntos de venta emitir un
comprobante, destinado a repartos, por las ventas realizadas con envío a domicilio.
El contenido del comprobante de reparto es obtenido automáticamente por la impresora
fiscal Hasar a partir del tique o tique factura emitido en forma previa e inmediata. Son
considerados, solamente, los primeros 20 ítems del tique o tique factura.
El comprobante que se genera mediante el método DNFHReparto( ) no se encuentra dis-
ponible en todos los modelos de impresoras fiscales Hasar.
El comprobante que se genera mediante el método DNFHReparto( ), en las impresoras fis-
cales Hasar más modernas, ha sido reemplazado por el documento no fiscal homologado
“Talón de Reparto” cuya confección es responsabilidad del software de gestíon para pun-
tos de venta, ofreciendo mayor flexibilidad a la hora de su emisión.
Ejemplo de uso:
· Valido para el OCX Fiscal Hasar v010724 (y posteriores)
…
Dim copias As Long
…
copias = 2
…
HASAR1.CerrarComprobanteFiscal
HASAR1.DNFHReparto copias
…

Página 102 de 126
Enviar( )
METODO
Disponible en versiones: v010724 (y posteriores).
String de comando: No genera.
Argumentos:
comando Obligatorio. Permite indicar un string de comando destinado a la impresora
fiscal.
Este método permite al software de gestión para puntos de venta enviar a la impresora
fiscal Hasar un string de comando construido por la aplicación, siguiendo las indicaciones
sintácticas dadas en el manual de comandos correspondiente.
El uso del método Enviar( ) está previsto para aquellos casos donde el OCX Fiscal Hasar se
encuentra desactualizado respecto de la impresora fiscal Hasar a manejar. Cuando esto
último ocurre, la propiedad Modelo( ) no posee una constante embebida que identifique al
equipo fiscal con el que se va a dialogar. En consecuencia, la propiedad mencionada se
debe configurar con la identificación del modelo más similar –desde el punto de vista de
conjunto de comandos soportados- a la impresora fiscal Hasar en uso.
Por ejemplo, si la impresora fiscal Hasar es el modelo SMH/P-715F v01.00 y el OCX Fiscal
Hasar es versión v010724, la propiedad Modelo( ) debe configurarse con el valor de la cons
tante embebida MODELO_615.
Cada vez que se invoca un método/propiedad del OCX Fiscal Hasar, el string de comando
que se genera es el apropiado para la impresora fiscal Hasar que se identifica mediante la
propiedad Modelo( ). Si no hay coincidencia con el modelo físicamente conectado, puede
ocurrir que el string de comando sea rechazado por la impresora fiscal Hasar, o al momen-
to de invocar el método/propiedad el OCX Fiscal Hasar genere una excepción.
Es en estos casos donde el software de gestión para puntos de venta debe construir direc-
tamente el string de comando, tal como espera recibirlo la impresora fiscal Hasar, y recu-
rriendo al método Enviar( ) para que llegue a destino.
El método Enviar( ) no está pensando para que todos los strings de comandos sean cons-
truidos por software de gestión para puntos de venta (para ello existe la librería win-
fis32.dll), sino para poder resolver pequeñas incompatibilidades sin tener que actualizar
la versión de OCX Fiscal Hasar.
Ejemplos de uso:
· Valido para el OCX Fiscal Hasar v051122 (y posteriores)
…
HASAR1.Modelo = MODELO_715
…
HASAR1.CerrarDNFH
…

Página 103 de 126
En el ejemplo anterior se ha cerrado un documento no fiscal homologado en la forma
habitual. Ello es posible porque la impresora fiscal Hasar SMH/P-715F soporta este tipo de
documentos y porque el OCX Fiscal Hasar v051122 posee un método para generar el string
de comando de cierre correspondiente.
Sin embargo, en el OCX Fiscal Hasar v010724 no es posible generar lo mismo con tanta sim
pleza, debido a que no posee la constante embebida MODELO_715 y no posee el método
CerrarDNFH( ).
· Valido para el OCX Fiscal Hasar v010724 (y anteriores)
Para cerrar un documento no fiscal homologado en una impresora fiscal SMH/P-715F se
debe proceder como se muestra en el siguiente ejemplo.
…
Dim comando As String
…
HASAR1.Modelo = MODELO_615
…
comando = Chr(129) ‘// Caracter ASCII 129 decimal
HASAR1.Enviar comando
…
Notar que en este caso se ha hecho uso del método Enviar( ).

Página 104 de 126
EnviarStatPrn( )
METODO
Disponible en versiones: v010724 (y posteriores).
String de comando: StatPRN
Argumentos: No requiere.
Este método permite al software de gestión para puntos de venta realizar consultas de es-
tado intermedio a la impresora fiscal Hasar; siempre y cuando las consultas de este tipo
estén soportadas. Es decir, la impresora fiscal Hasar acepta el comando StatPRN.
Se denomina estado intermedio al período de tiempo que normalmente transcurre entre
la llegada de un comando a la impresora fiscal Hasar y la devolución de su correspondien-
te respuesta (sea inmediata o demorada).
Cuando se inicia una demora en la entrega de la respuesta esperada la impresora fiscal
Hasar informa que tal situación ocurre entregando una primera respuesta que corresponde
al comando StatPRN (como si éste se hubiera enviado). Tal situación se traduce en el OCX
Fiscal Hasar seteando la propiedad HuboStatPrn( ) con el valor Verdadero.
La demora en la entrega de la respuesta a un comando puede ocurrir por la propia natura-
leza de la ejecución del comando enviado, por falta de papel, etc.
Mientras la respuesta esperada se encuentra demorada se puede consultar a la impresora
fiscal Hasar enviando un comando StatPRN mediante el método EnviarStatPrn( ).
Si la respuesta que se recibe corresponde al comando StatPRN enviado -la propiedad
HuboStatPrn( ) se encuentra en Verdadero- se puede enviar otro comando StatPRN (nue-
vamente con EnviarStatPrn( )).
Si la respuesta recibida es la esperada, entonces se puede enviar el siguiente comando a
la impresora fiscal Hasar.
Caso Normal
Host (PC) Impresora fiscal Hasar
Comando enviado
Respuesta a Comando
Caso con consulta de estado intermedio
Host (PC) Impresora fiscal Hasar
Comando enviado
Respuesta a StatPRN
Comando StatPRN
Respuesta a StatPRN
Comando StatPRN
Respuesta a StatPRN
Comando StatPRN
Respuesta a comando

Página 105 de 126
El manejo de la consulta de estado intermedio puede hacerlo:
▪ Directamente el OCX Fiscal Hasar (transparente para el software).
▪ El software de gestión para puntos de venta.
En el segundo caso deben configurarse adecuadamente las propiedades ReintentoConstan-
te( ) y ModoStatPrn( ); ambas disponibles en el OCX Fiscal Hasar v010724 (y posteriores).
Ejemplos de uso:
· Valido para el OCX Fiscal Hasar v010724 (y anteriores)
En estas versiones del OCX Fiscal Hasar se hace más trabajoso determinar si la impresora
fiscal Hasar soporta consultas de estado intermedio (obviamente, se puede consultar el
manual de comandos para ver si es aceptado el comando StatPRN).
Una forma de determinación es invocar al método EnviarStatPrn( ). Si se genera el evento
ErrorFiscal( ) por Comando Desconocido la impresora fiscal Hasar no soporta consulta de
estado intermedio.
Asumiendo que la impresora fiscal Hasar soporta este tipo de consultas…
…
HASAR1.ReintentoConstante = False
HASAR1.ModoStatPrn = True
…
HASAR1.AbrrirComprobanteFiscal TICKET_C
If (HASAR1.HuboStatPrn) Then
Do
HASAR1.EnviarStatPrn
While(Not(HASAR1.HuboStatPrn))
End If
…
· Valido para el OCX Fiscal Hasar v051122 (y posteriores)
Con estas versiones del OCX Fiscal Hasar es más sencillo saber si la impresora fiscal sopor-
ta consulta de estado intermedio debido a que se cuenta con la propiedad SoportaStat-
Prn( ).
…
If (HASAR1.SoportaStatPrn) Then
HASAR1.ReintentoConstante = False ‘// También puede ser False en esta versión
HASAR1.ModoStatPrn = True ‘// del OCX Fiscal Hasar
…

Página 106 de 126
HASAR1.AbrrirComprobanteFiscal TICKET_C
If (HASAR1.HuboStatPrn) Then
Do
HASAR1.EnviarStatPrn
While(Not(HASAR1.HuboStatPrn))
End If
End If
…

Página 107 de 126
EspecificarIVANoInscripto( )
METODO
Disponible en versiones: v010724 (y posteriores).
String de comando: ChargeNonRegisteredTax
Argumentos:
monto Obligatorio. Permite indicar el monto de sobretasa de IVA calculado por el
software de gestión para puntos de venta.
La normativa fiscal vigente ha eliminado las responsabilidades: IVA No Inscripto y
Venta Bienes de Uso; razón por la cual el método EspecificarIVANoInscripto( ) no de-
bería ser invocado nunca.
Las impresoras fiscales Hasar cuentan con un parámetro de configuración que es la sobre-
tasa de IVA a aplicar (50 % -actualmente, los nuevos modelos salen de fábrica con el valor
0.00 % programado-) sobre cada una de las alícuotas de IVA intervinientes en el compro-
bante en emisión, cuando el emisor es un Responsable Inscripto y el receptor es un Res-
ponsable No Inscripto (categoría actualmente en desuso).
Puede ocurrir que por exigencias de la normativa fiscal vigente el software de gestión pa-
ra puntos de venta deba calcular el monto que se origina por aplicación de la sobretasa de
IVA a determinados ítems, y no corresponda aplicar el monto que calcula automáticamen-
te la impresora fiscal Hasar. Esto se debe a que la impresora fiscal Hasar aplica la sobre-
tasa de IVA sobre el total de la factura, y no sobre un grupo de terminado de ítems.
La invocación al método EspecificarIVANoInscripto( ) sólo corresponde cuando la aplica-
ción de la sobretasa de IVA es parcial. Si fuese total, no se necesita del envío del string
del comando ChargeNonRegisteredTax.
Ejemplo de uso:
· Valido para el OCX Fiscal Hasar v010724 (y posteriores)
…
Dim monto As Double
…
monto = 124.67
HASAR1.EspecificarIVANoInscripto monto
…

Página 108 de 126
EspecificarNombreDeFantasia( )
METODO
Disponible en versiones: v010724 (y anteriores).
v051122 (y posteriores) DEPRECADO
String de comando: SetFantasyName
Argumentos:
texto1 Obligatorio. Permite indicar el texto correspondiente a la primera línea de im-
presión del nombre de fantasía.
texto2 Obligatorio. Permite indicar el texto correspondiente a la segunda línea de im-
presión del nombre de fantasía.
El método EspecificarNombreDeFantasía( ) permite al software de gestión para puntos de
venta cargar la memoria de trabajo de la impresora fiscal Hasar con dos líneas de texto
cuyo contenido suele ser el nombre de fantasía empleado por el comercio, o la empresa, y
que no tiene porque coincidir con la razón social.
La ubicación de la impresión de las líneas de fantasía, así como la longitud de los textos
debe consultarse en el manual de comandos de la impresora fiscal Hasar en uso.
Si bien para el OCX Fiscal Hasar v051122 el método EspecificarNombreDeFantasia( ) se en-
cuentra DEPRECADO, posee la propiedad NombreDeFantasia( ) que genera el mismo co-
mando pero haciendo más flexible la programación.
Ejemplo de uso:
· Valido para el OCX Fiscal Hasar v010724 (y anteriores)
…
Dim texto1 As String, texto2 As String
…
texto1 = “Nombre fantasía línea 1…”
texto2 = “Nombre fantasía línea 2…”
…
HASAR1.EspecificarNombreDeFantasia texto1, texto2
…
Si bien el contenido de las variables texto1 o texto2 puede ser un string vacío, no pueden
ser ambos vacíos en una misma invocación al método EspecificarNombreDeFantasia( ).
Como mínimo, alguna de las dos variables debe contener al menos un carácter –aunque
éste sea un espacio-.

Página 109 de 126
EspecificarPercepcionGlobal( )
METODO
Disponible en versiones: v010724 (y posteriores)
String de comando: Perceptions
Argumentos:
texto Obligatorio. Permite indicar una descripción identificatoria de la percepción
que se está incluyendo en el total del comprobante.
monto Obligatorio. Permite indicar el monto de la percepción que se está incluyendo
en el total del comprobante.
Este método permite al software de gestión para puntos de venta imprimir en un compro-
bante fiscal (o una nota de crédito) el detalle de una percepción realizada al cliente. Se
trata de percepciones aplicadas sobre el total del comprobante.
Es responsabilidad del software de gestión para puntos de venta la aplicación (cuando co-
rrespondiere) y el cálculo del monto de la percepción, de acuerdo a las indicaciones de la
normativa fiscal vigente.
Ejemplo de uso:
· Valido para el OCX Fiscal Hasar v010724 (y anteriores)
…
Dim texto As String
Dim monto As Double
…
texto = “Percepción RG 3337…”
monto = 43.56
…
HASAR1.EspecificarPercepcionGlobal texto, monto
…

Página 110 de 126
EspecificarPercepcionPorIVA( )
METODO
Disponible en versiones: v010724 (y posteriores)
String de comando: Perceptions
Argumentos:
texto Obligatorio. Permite indicar una descripción identificatoria de la percepción
que se está incluyendo en el total del comprobante.
monto Obligatorio. Permite indicar el monto de la percepción que se está incluyen-
do en el total del comprobante.
alicuota Obligatorio. Permite indicar la alícuota de IVA sujeta a la aplicación de la
percepción. Debe haberse registrado al menos un ítem con dicha alícuota en
el comprobante en emisión.
Este método permite al software de gestión para puntos de venta imprimir en un compro-
bante fiscal (o una nota de crédito) el detalle de una percepción realizada al cliente. Se
trata de percepciones aplicadas sobre ítems afectados por determinada alícuota de IVA.
Es responsabilidad del software de gestión para puntos de venta la aplicación (cuando co-
rrespondiere) y el cálculo del monto de la percepción, de acuerdo a las indicaciones de la
normativa fiscal vigente.
Ejemplo de uso:
· Valido para el OCX Fiscal Hasar v010724 (y anteriores)
…
Dim texto As String
Dim monto As Double, alicuota As Double
…
texto = “Percepción RG 3337…”
monto = 43.56
alicuota = 21.00
…
HASAR1.EspecificarPercepcionGlobal texto, monto, alicuota
…

Página 111 de 126
EstadoInternoImpresor( )
METODO
Disponible en versiones: v051122 (y posteriores)
String de comando: PrinterInternalStatus
Argumentos:
codigo Obligatorio. Permite obtener un código numérico de hasta 5 dígitos que identi-
fica un error, advertencia o, simplemente, el estado interno de la impresora
como tal.
texto Obligatorio. Descripción de hasta 200 caracteres. Mensaje asociado al argumen-
to codigo.
Las impresoras fiscales Hasar pueden pensarse como un equipo formado por dos partes:
· La impresora no fiscal. Estándar. Tal como la conocemos desde siempre.
· El módulo fiscal. Todo el diálogo entre el software de gestión para puntos de venta y la
impresora fiscal Hasar, se realiza a través de este módulo.
El método EstadoInternoImpresor( ) permite al software de gestión para puntos de venta
consultar a la impresora fiscal Hasar acerca del estado interno de la impresora no fiscal
que la compone.
El string de comando que genera el método EstadoInternoImpresor( ) tiene sentido de uti-
lización, por el momento, al dialogar con impresoras fiscales Hasar de tipo láser.
Por el momento, el comando generado solamente es aceptado por el modelo SMH/PL-23F;
en todas sus versiones homologadas a la fecha.
Ejemplo de uso:
· Valido para el OCX Fiscal Hasar v051122 (y posteriores)
…
Dim codigo As Variant, texto As Variant
…
HASAR1.EstadoInternoImpresor codigo, texto
MsgBox “codigo = “ & codigo & “ ; texto = “ & texto
…

Página 112 de 126
Finalizar( )
METODO
Disponible en versiones: v010724 (y posteriores)
String de comando: No requiere
Argumentos: No requiere
Este método permite al software de gestión para puntos de venta dar por terminada una
sesión de trabajo, y liberando los recursos asociados a las comunicaciones con la impreso-
ra fiscal Hasar.
Es responsabilidad del software de gestión para puntos de venta invocar al método Finali-
zar( ) cada vez que termina su ejecución (cualquiera sea el punto de salida utilizado).
Ejemplo de uso:
· Valido para el OCX Fiscal Hasar v010724 (y posteriores)
…
HASAR1.Finalizar
…

Página 113 de 126
ImprimirCodigoDeBarras( )
METODO
Disponible en versiones: v010724 (y posteriores)
String de comando: BarCode
Argumentos:
tipo Obligatorio. Permite indicar el tipo de código de barras que se va a imprimir.
CODIGO DECIMAL HEXA
CODIGO_DE_BORRADO ♦ 48 30
CODIGO_TIPO_EAN_13 49 31
CODIGO_TIPO_EAN_8 50 32
CODIGO_TIPO_ITS 52 34
CODIGO_TIPO_UPCA 51 33
La tabla de la izquierda lista
las constantes embebidas del
OCX Fiscal Hasar que se pue-
den utilizar como valor posi-
ble para este argumento.
♦ Esta constante embebida está disponible en el OCX Fiscal Hasar v051122
(y posteriores).
codigo Obligatorio. Permite indicar el string que permitirá generar el código de ba-
rras a imprimir.
impr_nro Obligatorio. Permite indicar si, bajo el código de barras, se imprimen los ca-
racteres indicados en el argumento codigo.
impr_ya Obligatorio. Permite indicar si el código de barras se imprime en cuanto es
recibido el string de comando, o queda programado para imprimirse cuando
corresponda, de acuerdo al comprobante en emisión.
Este método del OCX Fiscal Hasar permite al software de gestión para puntos de venta
imprimir (siempre que el tipo de comprobante lo permita y el modelo de impresora fiscal
Hasar lo admita) un código de barras en el comprobante en emisión.
El único tipo de comprobante que admite la impresión del código de barras en el momen-
to de la impresión, e inlcuso imprimir más de un código por comprobante, es el DNF (Do-
cumento No Fiscal). En los demás tipos de comprobantes la unicación del código de barras
está preestablecida.
Al indicar el tipo y codigo del código de barras a imprimir, tener presentes las siguientes
pautas:
EAN 13 12 dígitos exactos (no incluir dígito verificador).
EAN 8 7 dígitos exactos (no incluir dígito verificador).
ITS Cantidad par de dígitos hasta un máximo de 16 pares (*).
UPCA 11 dígitos exactos (no incluir dígito verificador).
(*) La cantidad máxima de pares de dígitos puede variar no sólo de un modelo
a otro de impresora fiscal Hasar, sino también entre documentos disponibles
sobre un mismo modelo.

Página 114 de 126
Ejemplo de uso:
· Valido para el OCX Fiscal Hasar v010724 (y posteriores)
…
Dim tipo As TiposDeCodigo
Dim codigo As String
Dim impr_nro As Boolean, impr_ya As Boolean
…
tipo = CODIGO_TIPO_EAN_13
codigo = “779123456789”
impr_nro = True
impr_ya = False
…
HASAR1.ImprimirCodigoDebarras tipo, codigo, impr_nro, impr_ya
…

Página 115 de 126
ImprimirFirmaOpcionalEnCierre( )
METODO
Disponible en versiones: v051122 (y posteriores)
String de comando: PrintSignDNFH
Argumentos:
firma Obligatorio. Permite la (des)habilitación en determinados documentos no fis-
cales homologados de la impresión de firma y aclaración al pie del cuerpo.
Por defecto, la firma y aclaración es impresa siempre.
Este método del OCX Fiscal Hasar permite al software de gestión para puntos de venta
(des)habilitar la impresión de la firma y aclaración, siempre que el comprobante en emi-
sión sea alguno de los siguientes:
▪ Talón de cambio.
▪ Talón de Regalo.
▪ Talón de Reparto.
▪ Uso Interno Farmacias.
Si bien algunos modelos y/o versiones de impresoras fiscales Hasar pueden emitir otros ti-
pos de documentos no fiscales homologados que incluyen impresión de firma al pie del
cuerpo (notas de crédito, por ejemplo), el comando generado por el método ImprimirFir-
maOpcionalEnCierre( ) sólo tiene efecto sobre los indicados en la lista anterior.
Ejemplo de uso:
· Valido para el OCX Fiscal Hasar v051122 (y posteriores)
…
Dim firma As Boolean
…
firma = False
…
HASAR1.ImprimirFirmaOpcionalEnCierre firma
…
Página 116 de 126
ImprimirInfoEnDNFH( )
METODO
Disponible en versiones: v051122 (y posteriores)
String de comando: PrintSignDNFH
Argumentos:
Página 117 de 126
Página 118 de 126

Página 119 de 126
P
Pr
ro
op
pi
ie
ed
da
ad
de
es
s
d
di
is
sp
po
on
ni
ib
bl
le
es
s
e
en
n
e
el
l
O
OC
CX
X
F
Fi
is
sc
ca
al
l
H
Ha
as
sa
ar
r
La tabla siguiente a incluye a todas las propiedades disponibles para cada una de las ver-
siones del OCX Fiscal Hasar liberadas hasta la fecha de publicación de esta guía de refe-
rencia.
VERSIONES
PROPIEDADES v051122 v010724
Baudios SI SI
CajonAbierto SI SI
ContadorImpresoraOcupada SI SI
DescripcionDocumentoEnCurso SI -
DescripcionesLargas SI SI
DescripcionEstadoControlador SI SI
DireccionIP SI -
DobleAncho SI -
DocumentoDeReferencia SI -
DocumentoEnCurso SI -
Encabezado SI SI
EstadoControlador SI SI
EventosIndividuales SI SI
FechaHoraFiscal SI SI
HuboErrorFiscal SI SI
HuboErrorMecanico SI SI
HuboFaltaPapel SI SI
HuboStatPRN SI SI
ImpuestoInternoFijo SI SI
ImpuestoInternoPorMonto SI SI
IndicadorFiscal SI SI
IndicadorImpresora SI SI
InformacionRemito ♦ SI
Interlineado SI -
KIVA SI SI
Modelo SI SI
ModoStatPRN SI SI
NombreDeFantasia SI -
PaginasDeUltimoDocumento SI -
PrecioBase SI SI
PrimerNumeroDeDocumentoActual SI -
Puerto SI SI
ReintentoConstante SI SI
Reintentos SI -
Respuesta SI SI
ResumenIVA SI -
SoportaStatPRN SI -
TiempoDeEspera SI -
Transporte SI -
UltimaFactura ♦ SI
UltimaNotaCreditoA SI -
UltimaNotaCreditoBC SI -
UltimoDocumentoFiscalA SI -

Página 120 de 126
VERSIONES
PROPIEDADES v051122 v010724
UltimoDocumentoFiscalBC SI -
UltimoDocumentoFueCancelado SI -
UltimoRemito SI -
UltimoTicket ♦ SI
UsarASCII SI SI
UsarDisplay SI SI
VerificacionCompletaDeErrores SI -
Version SI -
♦ Este símbolo en la tabla anterior indica que para la versión del OCX Fiscal Hasar, a cuya co-
lumna pertenece, la propiedad de la correspondiente fila ha sido deprecada.
Algunas de las propiedades disponibles en el OCX Fiscal Hasar mantienen una relación uno
a uno con los strings de comandos soportados por los diferentes modelos y versiones de
impresoras fiscales Hasar. De hecho, los argumentos que requieren las propiedades son los
mínimos y necesarios para construir dichos strings. El envío de cada comando es transpa-
rente para el software de gestión para puntos de venta.
Si bien son muy pocas, algunas de las propiedades del OCX Fiscal Hasar requieren múlti-
ples argumentos. Si bien es aceptado en el estándar COM para diseño de objetos ActiveX,
este hecho puede ser un inconveniente para algunos lenguajes de programación visual. El
desarrollador del software de gestión para puntos de venta deberá consultar la documen-
tación correspondiente a su entorno de desarrollo para verificar si la mencionada situa-
ción es subsanable. De no serlo, el OCX Fiscal Hasar provee el método Enviar( ) para re-
solver dicha incompatibilidad.
Es responsabilidad del desarrollador del software de gestión para puntos de venta con-
sultar, además de esta guía de referencia, el manual de comandos de la impresora fiscal
Hasar para informarse de lo esperado por dichos equipos en cada comando, de lo que pue-
de entregar como respuesta a cada uno de ellos, en que casos puede ser rechazado, del
comportamiento de la impresora fiscal Hasar, etc., etc..
Según el modelo de impresora fiscal Hasar el manual de comandos a consultar debe ser:
Modelo Impresora Fiscal Hasar Manual de
comandos
(CIF) Centro Integral de Facturación ‘Publicif.pdf’
Página Completa ‘Publfact.pdf’
Térmicas ‘Publterm.pdf’
Tiqueadoras ‘Publtick.pdf’
Todos los documentos mencionados se incluyen en el ZIP de drivers fiscales que se puede
descargar (gratuitamente) del sitio web de Grupo HASAR.
Es responsabilidad del software de gestión para puntos de venta garantizar la exactitud de
la información pasada en los argumentos, así como el tratamiento de los eventos y excep-
ciones que pudieran generarse con motivo de la invocación a una propiedad del OCX Fiscal
Hasar.
Página 121 de 126
En las próximas páginas se describen en detalle cada una de las propiedades disponibles
en el OCX Fiscal Hasar.

Página 122 de 126
E
Ev
ve
en
nt
to
os
s
g
ge
en
ne
er
ra
ab
bl
le
es
s
p
po
or
r
e
el
l
O
OC
CX
X
F
Fi
is
sc
ca
al
l
H
Ha
as
sa
ar
r
La tabla siguiente a incluye a todos los eventos generables para cada una de las versiones
del OCX Fiscal Hasar liberadas hasta la fecha de publicación de esta guía de referencia.
VERSIONES
EVENTOS v051122 v010724
ErrorFiscal SI SI
ErrorImpresora SI SI
EventoCajon SI SI
EventoFiscal SI SI
EventoImpresora SI SI
Falta Papel SI SI
ImpresoraNoResponde SI SI
ImpresoraOcupada SI SI
ImpresoraOK SI SI
ProgresoDeteccion SI SI

Página 123 de 126
E
Ex
xc
ce
ep
pc
ci
io
on
ne
es
s
g
ge
en
ne
er
ra
ab
bl
le
es
s
p
po
or
r
e
el
l
O
OC
CX
X
F
Fi
is
sc
ca
al
l
H
Ha
as
sa
ar
r
La tabla siguiente a incluye a todas las excepciones generables para cada una de las ver-
siones del OCX Fiscal Hasar liberadas hasta la fecha de publicación de esta guía de refe-
rencia.
VERSIONES
EXCEPCIONES v051122 v010724
H_ERR_ABORT SI SI
H_ERR_ALREADYOPEN SI SI
H_ERR_ATOMIC SI SI
H_ERR_BAD_PROTOCOL SI -
H_ERR_BIND_SOCKET SI -
H_ERR_CF_NOT_DETECTED SI -
H_ERR_COMMAND_MISMATCH SI -
H_ERR_COMMUNICATIONS_ANOMALY SI -
H_ERR_CONNECTION SI -
H_ERR_DEPRECATED_FUNCTION SI -
H_ERR_FIELD_INVALID SI SI
H_ERR_FIELD_NOT_FOUND SI SI
H_ERR_FIELD_OPTIONAL SI SI
H_ERR_FILENAME SI SI
H_ERR_GENERIC ♦ SI
H_ERR_HANDLER ♦ SI
H_ERR_INIT_SOCKET SI -
H_ERR_INVALID_BIT SI SI
H_ERR_INVALID_BUFFER ♦ SI
H_ERR_INVALID_DATE SI -
H_ERR_INVALID_PARAMETER SI -
H_ERR_INVALID_PORT ♦ SI
H_ERR_INVALIDPTR ♦ SI
H_ERR_INVALID_STATE SI -
H_ERR_INVALID_TIME SI -
H_ERR_IP_FORMAT SI -
H_ERR_MANDATORY_PARAMETER SI -
H_ERR_MAX_RETRIES SI -
H_ERR_NOMEM ♦ SI
H_ERR_NO_MORE_ITEMS SI -
H_ERR_NOT_EXECUTED SI -
H_ERR_NOT_OPENED ♦ SI
H_ERR_NOT_SUPPORTED SI SI
H_ERR_NOTOPENYET SI SI
H_ERR_OPEN SI -
H_ERR_PRINTER_NOT_FOUND SI SI
H_ERR_READ SI -
H_ERR_SELECT SI -
H_ERR_SERIAL_PARAMETERS SI -
H_ERR_STATPRN ♦ SI
H_ERR_TIMEOUT SI SI
H_ERR_VERSION_SOCKET SI -
H_ERR_WRITE SI -

Página 124 de 126
VERSIONES
EXCEPCIONES v051122 v010724
H_ERR_WRONG_PROTOCOL SI -
♦ Este símbolo en la tabla anterior indica que para la versión del OCX Fiscal Hasar, a cuya co-
lumna pertenece, la excepción de la correspondiente fila no es generable.
Página 125 de 126

Página 126 de 126
Noviembre 05 , 2009 – Rev. 000
COPYRIGHT © 2009 - CÍA. HASAR SAIC
_ El presente documento se halla sujeto a cambios sin previo aviso.
_ Cía. HASAR SAIC no asume responsabilidad alguna por errores u omisiones contenidas en
este documento, ni asume responsabilidad alguna por los datos y/o perjuicios que el uso de
esta información pudiera causar.
_ Este documento no puede ser reproducido, total o parcialmente, ni almacenado para su
posterior reproducción por cualquier método o medio, sin autorización escrita de Cía. HASAR
SAIC.