Quectel UC20&UC15&EC20&EC21&EC25 Windows USB Drivers Installation Guide V1.2
Quectel_UC20%26UC15%26EC20%26EC21%26EC25_Windows_USB_Drivers_Installation_Guide_V1.2
Quectel_UC20%26UC15%26EC20%26EC21%26EC25_Windows_USB_Drivers_Installation_Guide_V1.2
Quectel_UC20%26UC15%26EC20%26EC21%26EC25_Windows_USB_Drivers_Installation_Guide_V1.2
Quectel_UC20%26UC15%26EC20%26EC21%26EC25_Windows_USB_Drivers_Installation_Guide_V1.2
Quectel_UC20%26UC15%26EC20%26EC21%26EC25_Windows_USB_Drivers_Installation_Guide_V1.2
User Manual: Pdf
Open the PDF directly: View PDF
.
Page Count: 22

UC20&UC15&EC20&EC21&EC25
Windows USB Drivers
Installation Guide
UMTS/HSPA/LTE Module Series
Rev. UC20&UC15&EC20&EC21&EC25_Windows_USB_Drivers_
Installation_Guide_V1.2
Date: 2016-05-09
www.quectel.com

UMTS/HSPA/LTE Module Series
UC20&UC15&EC20&EC21&EC25 Windows USB Drivers Installation Guide
UC20&UC15&EC20&EC21&EC25_Windows_USB_Drivers_Installation_Guide Confidential / Released 1 / 21
Our aim is to provide customers with timely and comprehensive service. For any
assistance, please contact our company headquarters:
Quectel Wireless Solutions Co., Ltd.
Office 501, Building 13, No.99, Tianzhou Road, Shanghai, China, 200233
Tel: +86 21 5108 6236
Email: info@quectel.com
Or our local office. For more information, please visit:
http://www.quectel.com/support/salesupport.aspx
For technical support, or to report documentation errors, please visit:
http://www.quectel.com/support/techsupport.aspx
Or email to: Support@quectel.com
GENERAL NOTES
QUECTEL OFFERS THE INFORMATION AS A SERVICE TO ITS CUSTOMERS. THE INFORMATION
PROVIDED IS BASED UPON CUSTOMERS’ REQUIREMENTS. QUECTEL MAKES EVERY EFFORT
TO ENSURE THE QUALITY OF THE INFORMATION IT MAKES AVAILABLE. QUECTEL DOES NOT
MAKE ANY WARRANTY AS TO THE INFORMATION CONTAINED HEREIN, AND DOES NOT ACCEPT
ANY LIABILITY FOR ANY INJURY, LOSS OR DAMAGE OF ANY KIND INCURRED BY USE OF OR
RELIANCE UPON THE INFORMATION. ALL INFORMATION SUPPLIED HEREIN IS SUBJECT TO
CHANGE WITHOUT PRIOR NOTICE.
COPYRIGHT
THE INFORMATION CONTAINED HERE IS PROPRIETARY TECHNICAL INFORMATION OF
QUECTEL CO., LTD. TRANSMITTING, REPRODUCTION, DISSEMINATION AND EDITING OF THIS
DOCUMENT AS WELL AS UTILIZATION OF THE CONTENT ARE FORBIDDEN WITHOUT
PERMISSION. OFFENDERS WILL BE HELD LIABLE FOR PAYMENT OF DAMAGES. ALL RIGHTS
ARE RESERVED IN THE EVENT OF A PATENT GRANT OR REGISTRATION OF A UTILITY MODEL
OR DESIGN.
Copyright © Quectel Wireless Solutions Co., Ltd. 2016. All rights reserved.
Quectel
Confidential

UMTS/HSPA/LTE Module Series
UC20&UC15&EC20&EC21&EC25 Windows USB Drivers Installation Guide
UC20&UC15&EC20&EC21&EC25_Windows_USB_Drivers_Installation_Guide Confidential / Released 2 / 21
About the Document
History
Revision
Date
Author
Description
1.0
2015-02-27
Carl YIN
Initial
1.1
2015-07-02
Arno WANG
Changed the document name from “UC&EC
Series” to “UC20&UC15&EC20”
1.2
2016-05-09
Arno WANG
Changed the document name from
“UC20&UC15&EC20” to
“UC20&UC15&EC20&EC21&EC25”
Quectel
Confidential

UMTS/HSPA/LTE Module Series
UC20&UC15&EC20&EC21&EC25 Windows USB Drivers Installation Guide
UC20&UC15&EC20&EC21&EC25_Windows_USB_Drivers_Installation_Guide Confidential / Released 3 / 21
Contents
About the Document ................................................................................................................................... 2
Contents ....................................................................................................................................................... 3
Figure Index ................................................................................................................................................. 4
1 Introduction .......................................................................................................................................... 5
2 Install Driver ......................................................................................................................................... 6
2.1. Installation ................................................................................................................................. 7
2.2. Test .......................................................................................................................................... 14
3 Uninstall Driver................................................................................................................................... 15
3.1. Uninstallation ........................................................................................................................... 15
Quectel
Confidential

UMTS/HSPA/LTE Module Series
UC20&UC15&EC20&EC21&EC25 Windows USB Drivers Installation Guide
UC20&UC15&EC20&EC21&EC25_Windows_USB_Drivers_Installation_Guide Confidential / Released 4 / 21
Figure Index
FIGURE 1: DRIVER NOT INSTALLED FOR UC20/UC15 .......................................................................... 6
FIGURE 2: DRIVER NOT INSTALLED FOR EC20 ..................................................................................... 7
FIGURE 3: CONFIRM INSTALLATION........................................................................................................ 8
FIGURE 4: CHOOSE DESTINATION LOCATION....................................................................................... 8
FIGURE 5: COPYING FILES ....................................................................................................................... 9
FIGURE 6: AUTOMATIC INSTALLATION .................................................................................................... 9
FIGURE 7: COMPLETE INSTALLATION .................................................................................................. 10
FIGURE 8: CHECK INSTALLATION RESULT FOR UC20 .........................................................................11
FIGURE 9: CHECK INSTALLATION RESULT FOR UC15 ........................................................................ 12
FIGURE 10: CHECK INSTALLATION RESULT FOR EC20 ...................................................................... 13
FIGURE 11: PORT TESTING PROGRAM ................................................................................................. 14
FIGURE 12: CHOOSE DRIVER ................................................................................................................ 15
FIGURE 13: UNINSTALL DRIVER ............................................................................................................ 16
FIGURE 14: CHECK UNINSTALLATION SETTING .................................................................................. 17
FIGURE 15: CONFIRM UNINSTALLATION .............................................................................................. 17
FIGURE 16: AUTOMATIC UNINSTALLATION .......................................................................................... 18
FIGURE 17: REMOVING FILES ................................................................................................................ 18
FIGURE 18: COMPLETE UNINSTALLATION ........................................................................................... 19
FIGURE 19: CHECK UNINSTALLATION RESULT FOR UC20/UC15 ...................................................... 20
FIGURE 20: CHECK UNINSTALLATION RESULT FOR EC20 ................................................................. 21
Quectel
Confidential

UMTS/HSPA/LTE Module Series
UC20&UC15&EC20&EC21&EC25 Windows USB Drivers Installation Guide
UC20&UC15&EC20&EC21&EC25_Windows_USB_Drivers_Installation_Guide Confidential / Released 5 / 21
1 Introduction
This document illustrates how to install UC20&UC15&EC20&EC21&EC25 drivers on Windows systems
via installation package. This installation package supports Windows XP, Windows Vista, Windows 7 and
Windows 8 systems. This document introduces the procedure on Windows 7 system as an example.
Quectel
Confidential

UMTS/HSPA/LTE Module Series
UC20&UC15&EC20&EC21&EC25 Windows USB Drivers Installation Guide
UC20&UC15&EC20&EC21&EC25_Windows_USB_Drivers_Installation_Guide Confidential / Released 6 / 21
2 Install Driver
This chapter mainly describes how to install UC20/UC15/EC20/EC21/EC25 drivers by installation
package.
Connect UC20/UC15/EC20/EC21/EC25 to PC by USB cable and press UC20/UC15/EC20/EC21/EC25’s
Power Key to start the module. If you have not installed any Quectel drivers on your system before, there
would be a prompt about new device which indicates you to update the drivers. Please ignore the prompt
and go to the next step.
The figure below shows that the system has not installed the driver.
Figure 1: Driver Not Installed for UC20/UC15
Quectel
Confidential

UMTS/HSPA/LTE Module Series
UC20&UC15&EC20&EC21&EC25 Windows USB Drivers Installation Guide
UC20&UC15&EC20&EC21&EC25_Windows_USB_Drivers_Installation_Guide Confidential / Released 7 / 21
Figure 2: Driver Not Installed for EC20
For Windows XP system, you must ensure the UC20/UC15/EC20/EC21/EC25 module has been
connected to PC before installing the drivers.
2.1. Installation
Please get the latest installation package from disk equipped by Quectel or from Quectel technical
support. This document takes the installation of
“Quectel_USB_Drivers_for_UC20&UC15&EC20_V1.1.zip” as an example, and the details are shown as
below.
NOTE
Quectel
Confidential

UMTS/HSPA/LTE Module Series
UC20&UC15&EC20&EC21&EC25 Windows USB Drivers Installation Guide
UC20&UC15&EC20&EC21&EC25_Windows_USB_Drivers_Installation_Guide Confidential / Released 8 / 21
1. Check Installation Setting
Figure 3: Confirm Installation
2. Choose Destination Location
If you do not want to change the default location, please click “Next” directly to go on.
Figure 4: Choose Destination Location
Quectel
Confidential

UMTS/HSPA/LTE Module Series
UC20&UC15&EC20&EC21&EC25 Windows USB Drivers Installation Guide
UC20&UC15&EC20&EC21&EC25_Windows_USB_Drivers_Installation_Guide Confidential / Released 9 / 21
3. Prepare Driver Files Needed for Installation
Click “Next” to go on, as shown below.
Figure 5: Copying Files
4. Automatic Installation
It may take some time to install the drivers, please wait patiently for the process to complete.
Figure 6: Automatic Installation
Quectel
Confidential

UMTS/HSPA/LTE Module Series
UC20&UC15&EC20&EC21&EC25 Windows USB Drivers Installation Guide
UC20&UC15&EC20&EC21&EC25_Windows_USB_Drivers_Installation_Guide Confidential / Released 10 / 21
5. Complete Installation
The drivers have been installed completely, shown as below.
Figure 7: Complete Installation
Quectel
Confidential

UMTS/HSPA/LTE Module Series
UC20&UC15&EC20&EC21&EC25 Windows USB Drivers Installation Guide
UC20&UC15&EC20&EC21&EC25_Windows_USB_Drivers_Installation_Guide Confidential / Released 11 / 21
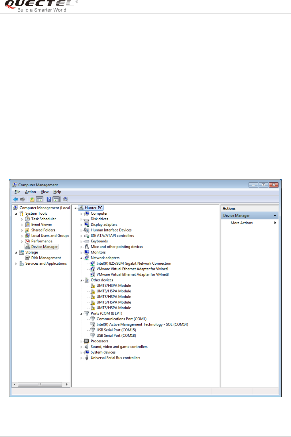
Click “Finish” to complete the installation. You can check the installation result through Computer
Management.
Figure 8: Check Installation Result for UC20
Quectel
Confidential

UMTS/HSPA/LTE Module Series
UC20&UC15&EC20&EC21&EC25 Windows USB Drivers Installation Guide
UC20&UC15&EC20&EC21&EC25_Windows_USB_Drivers_Installation_Guide Confidential / Released 12 / 21
Figure 9: Check Installation Result for UC15
Quectel
Confidential

UMTS/HSPA/LTE Module Series
UC20&UC15&EC20&EC21&EC25 Windows USB Drivers Installation Guide
UC20&UC15&EC20&EC21&EC25_Windows_USB_Drivers_Installation_Guide Confidential / Released 13 / 21
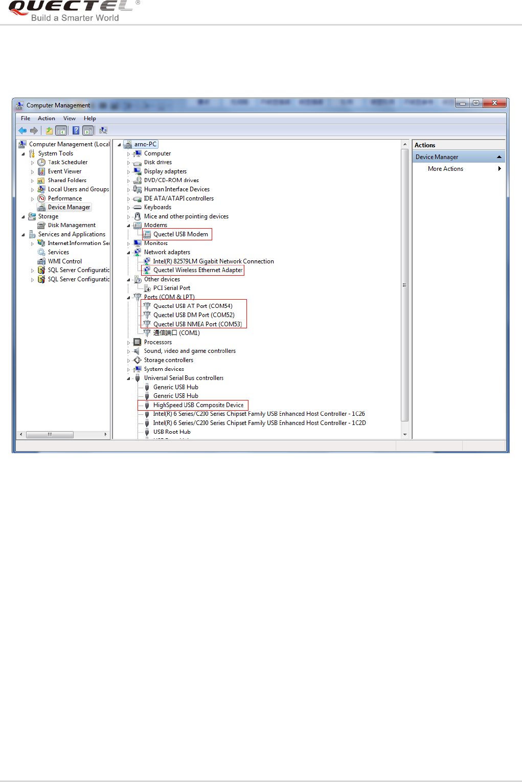
Figure 10: Check Installation Result for EC20
Quectel
Confidential

UMTS/HSPA/LTE Module Series
UC20&UC15&EC20&EC21&EC25 Windows USB Drivers Installation Guide
UC20&UC15&EC20&EC21&EC25_Windows_USB_Drivers_Installation_Guide Confidential / Released 14 / 21
2.2. Test
After the drivers have been installed, you can test whether the drivers can work normally or not by
QNavigator. Please refer to the following figure:
Figure 11: Port Testing Program
Quectel
Confidential

UMTS/HSPA/LTE Module Series
UC20&UC15&EC20&EC21&EC25 Windows USB Drivers Installation Guide
UC20&UC15&EC20&EC21&EC25_Windows_USB_Drivers_Installation_Guide Confidential / Released 15 / 21
3 Uninstall Driver
This chapter mainly provides the ways to uninstall UC20/UC15/EC20/EC21/EC25 drivers. The
uninstallation can be realized by re-operating installation package or adding/deleting program on Control
Panel. By taking as an example, this document introduces using the latter method to uninstall the
“Quectel USB Drivers for UC20&UC15&EC20”.
3.1. Uninstallation
1. Choose Driver
Enter Control Panel and choose the installed driver, then click “Uninstall”, as shown below.
Figure 12: Choose Driver
Quectel
Confidential

UMTS/HSPA/LTE Module Series
UC20&UC15&EC20&EC21&EC25 Windows USB Drivers Installation Guide
UC20&UC15&EC20&EC21&EC25_Windows_USB_Drivers_Installation_Guide Confidential / Released 16 / 21
Figure 13: Uninstall Driver
Quectel
Confidential

UMTS/HSPA/LTE Module Series
UC20&UC15&EC20&EC21&EC25 Windows USB Drivers Installation Guide
UC20&UC15&EC20&EC21&EC25_Windows_USB_Drivers_Installation_Guide Confidential / Released 17 / 21
2. Check Uninstallation Setting
Figure 14: Check Uninstallation Setting
3. Confirm Uninstallation
Click “Yes” to confirm the uninstallation.
Figure 15: Confirm Uninstallation
Quectel
Confidential

UMTS/HSPA/LTE Module Series
UC20&UC15&EC20&EC21&EC25 Windows USB Drivers Installation Guide
UC20&UC15&EC20&EC21&EC25_Windows_USB_Drivers_Installation_Guide Confidential / Released 18 / 21
4. Automatic Uninstallation
It may take some time to uninstall, please wait patiently for the process to complete.
Figure 16: Automatic Uninstallation
The drivers are uninstalling now, as shown below.
Figure 17: Removing Files
Quectel
Confidential

UMTS/HSPA/LTE Module Series
UC20&UC15&EC20&EC21&EC25 Windows USB Drivers Installation Guide
UC20&UC15&EC20&EC21&EC25_Windows_USB_Drivers_Installation_Guide Confidential / Released 19 / 21
5. Complete Uninstallation
The drivers have been uninstalled completely, as shown below.
Figure 18: Complete Uninstallation
Quectel
Confidential

UMTS/HSPA/LTE Module Series
UC20&UC15&EC20&EC21&EC25 Windows USB Drivers Installation Guide
UC20&UC15&EC20&EC21&EC25_Windows_USB_Drivers_Installation_Guide Confidential / Released 20 / 21
6. Check Uninstallation Result
After the drivers have been uninstalled, the device will switch to uninstalled status. You can check whether
the drivers have been uninstalled successfully or not through Computer Management. Please refer to the
figure below:
Figure 19: Check Uninstallation Result for UC20/UC15
Quectel
Confidential

UMTS/HSPA/LTE Module Series
UC20&UC15&EC20&EC21&EC25 Windows USB Drivers Installation Guide
UC20&UC15&EC20&EC21&EC25_Windows_USB_Drivers_Installation_Guide Confidential / Released 21 / 21
Figure 20: Check Uninstallation Result for EC20
Quectel
Confidential