ZLS38100 SDK User Guide
User Manual: Pdf
Open the PDF directly: View PDF
.
Page Count: 52
- Revision History
- Abbreviations
- Typographical Conventions
- Introduction
- ZLS38100 Software Development Kit Contents
- First Steps
- Compile/Development environment computer
- Porting the VPROC SDK on Linux Platforms
- SDK Testing and Debug
- Troubleshooting

Microsemi AcuEdgeTM Software
Development Kit
for the Timberwolf
Series
User Guide
Document# 159964
September 2017
The intent of this guide is to provide the steps to porting the Microsemi AcuEdge™ Software
Development Kit to a Host Platform.
Microsemi only warrants that its products, once released to production, will substantially conform to
their published specifications, in accordance with Microsemi’s standard sales terms and conditions. All
other parameters, specifications, designs, enhancements, additions and other modifications thereto,
whether to the products themselves or to any related device, module or system, are the sole
responsibility of the customer, its OEMs, its subcontractors and other third parties acting on behalf of
the customer. Any application support provided by Microsemi in connection with the product, including
without limitation, system design recommendations and review, is provided “as is”, without any
warranty, representation, condition or liability whatsoever.

ZLS38100 Porting Guide
September 2017 Document# 159964
i | P a g e
Contents
Revision History ........................................................................................................................................... iv
Abbreviations ............................................................................................................................................... iv
Typographical Conventions ........................................................................................................................... v
Introduction .................................................................................................................................................. 1
Other References ...................................................................................................................................... 1
ZLS38100 Software Development Kit Contents ............................................................................................ 2
Software Design Flow ............................................................................................................................... 3
The SDK main components in brief ........................................................................................................... 6
Platform independent Layer ................................................................................................................. 7
Platform dependent Layer .................................................................................................................... 7
First Steps ...................................................................................................................................................... 9
SDK Basic Functions .................................................................................................................................. 9
OPEN ..................................................................................................................................................... 9
WRITE .................................................................................................................................................... 9
READ .................................................................................................................................................... 10
CLOSE .................................................................................................................................................. 10
Linux Platform setup requirements: ....................................................................................................... 10
Host Platform naming ......................................................................................................................... 12
Timberwolf devices ............................................................................................................................. 12
User Application Instances .................................................................................................................. 13
Compile/Development environment computer ......................................................................................... 14
Windows host Computer minimum Requirements ................................................................................ 14
Compile/Development platform Network Architecture ......................................................................... 14
Host Windows Computer Setup ............................................................................................................. 16
Guest Linux Workstation Setup and build .............................................................................................. 17
Porting the VPROC SDK on Linux Platforms ................................................................................................ 22
Linux Basics ............................................................................................................................................. 22
Porting Examples .................................................................................................................................... 22
Porting the SDK to a Raspberry Pi platform ............................................................................................ 23

ZLS38100 Porting Guide
September 2017 Document# 159964
ii | P a g e
Raspberry Pi platform info .................................................................................................................. 23
Porting the SPI driver into the Pi ......................................................................................................... 24
Porting the ALSA driver into the Pi ..................................................................................................... 27
Porting the SSL into the Pi ....................................................................................................................... 30
SSL_lock_create .................................................................................................................................. 31
SSL_lock ............................................................................................................................................... 31
SSL_unlock .......................................................................................................................................... 31
Compile the SDK drivers.......................................................................................................................... 31
Compile the SDK demo Apps .................................................................................................................. 32
Compile the Firmware Converter Tool ................................................................................................... 32
SDK Testing and Debug ............................................................................................................................... 33
Install the kernel modules and configure the Pi ..................................................................................... 33
Install the Demo Apps ............................................................................................................................. 34
Install the Firmware Converter Tool ....................................................................................................... 34
Testing the SDK ....................................................................................................................................... 34
ZL380XX access over SPI using the Demo Apps ...................................................................................... 34
ZL380XX access over SPI using the procfs ............................................................................................... 36
open_device ........................................................................................................................................ 36
close_device ........................................................................................................................................ 36
write_reg ............................................................................................................................................. 37
read_reg .............................................................................................................................................. 37
load_fw ............................................................................................................................................... 37
cfgrec ................................................................................................................................................... 37
flash_save_fwrcfgrec .......................................................................................................................... 37
start_fw ............................................................................................................................................... 38
flash_load_fwrcfgrec........................................................................................................................... 38
flash_erase .......................................................................................................................................... 38
Play and Record Audio with the ZL380xx ................................................................................................ 39
Record a wav file ................................................................................................................................. 39
Play a wav file ...................................................................................................................................... 39
Troubleshooting .......................................................................................................................................... 41

ZLS38100 Porting Guide
September 2017 Document# 159964
iii | P a g e
Compilation Debug ................................................................................................................................. 41
Possible Compilation error 1 ............................................................................................................... 41
Possible Compilation error 2 ............................................................................................................... 41
Possible Compilation error 3 ............................................................................................................... 42
Possible Compilation error 3 ............................................................................................................... 42
Loading the driver/apps debug ............................................................................................................... 42
Possible Issue 1 ................................................................................................................................... 42
Possible issue 2 ................................................................................................................................... 43
Possible issue 3 ................................................................................................................................... 43
Possible issue 4 ................................................................................................................................... 44
Audio Playback/Recording Debug ........................................................................................................... 45
Possible Issue 1: .................................................................................................................................. 45
Possible Issue 2: .................................................................................................................................. 45
Possible Issue 3: .................................................................................................................................. 45
SPI/I2C Communication error ................................................................................................................. 45
Possible error 1 ................................................................................................................................... 45

ZLS38100 Porting Guide
September 2017 Document# 159964
iv | P a g e
Revision History
Revision
Description
Number
Date
1
September, 21,
2017
Preliminary Release (GR)
Abbreviations
HBI Host Bus Interface
SPI Serial Peripheral Interface
I2C Inter Integrated Circuit
I2S Inter IC Sound
VPROC Voice Processing
SDK Software Development Kit
IC Integrated Circuit
OS Operating System
ALSA Advanced Linux Sound Architecture
SSL System Service Layer
HAL Hardware Abstraction Layer
RAM Random Access Memory
DAPM DAI Power Management
DAI Digital Audio Interface
CS Chip Select

ZLS38100 Porting Guide
September 2017 Document# 159964
v | P a g e
Typographical Conventions
File names/paths in italic
C-code Functions in Courier New Fonts
C-code Variables in Courier New Bold Fonts
Terminal commands in Courier Fonts

ZLS38100 Porting Guide
September 2017 Document# 159964
1 | P a g e
Introduction
The ZLS38100 Software Development Kit (SDK) is a collection of software, tools, code examples, and
documents that allow rapid application development with the Microsemi Timberwolf device series. With
the ZLS38100 Software Package, little or no knowledge of the low-level control of Timberwolf ICs is
needed to fully utilize the chipset. The ZLS38100 software is designed to simplify implementation and
reduce customers' time to market.
The SDK is written in C language, and it supports all the devices included into the Timberwolf device
series (ZL3804x, ZL3805x, ZL3806x, ZL38080, ZL38090, etc., where x: 0, 1,2,3 or greater). SDK releases
P2.x or greater do not include support for the Galileo devices. Galileo devices are supported in the
version P1.0.0 of the SDK.
This Guide provides an overview of the ZLS38100 SDK and must be served as a guide to porting the SDK
to a host platform. The SDK supports both Linux (Android) based and Non-OS based platforms. This
guide will focus on the steps required to porting the SDK to a host using the Linux OS. The SDK can be
compiled natively to the host platform or compiled via a cross-platform.
Note:
Within this document, the terms VPROC SDK and ZLS38100 SDK or ZLS38100 Software package are used
interchangeably
Readers of this document are assumed to be familiar with at least the basics of the Linux OS
The term ZL380xx or VPD refers to all the devices included in the Timberwolf device portfolio
This Guide covers the following topics:
Chapter 1: An overview of the components of the ZLS38100 SDK
Chapter 2: A description of the basic first steps prior to porting the code to an host platform
Chapter 3: An overview of the porting environment and Operating System basics
Chapter 4: The steps to port the SDK to a desired host platform
Chapter 5: The steps to verify that the SDK is properly ported into that host platform and troubleshooting
Other References
The following are documents you may want to refer to when using this guide.
ZLS38100 Reference Guide
ZLK38xx Firmware Manual
ZLS38508 MiTuner User Guide
http://www.microsemi.com/products/audio-processing/design-resources/mituner
GNU make Documentation
https://www.gnu.org/software/make/manual/make.html
Linux Device Tree Source Documentation
http://elinux.org/Device_Tree_Reference
ALSA Documentation
http://www.alsa-project.org/alsa-doc/alsa-lib/
Linux Kernel Documentation
https://www.kernel.org/doc/

ZLS38100 Porting Guide
September 2017 Document# 159964
2 | P a g e
ZLS38100 Software Development Kit Contents
The ZLS38100 Software Package contains tools, code, documentation, and example applications for
developing products based on the Timberwolf chipset. The following is a list of components distributed
in the SDK.
RELEASE_ZLS38100_PX_Y_Z
drivers
Docs
Makefile
hbi.c hbi.c : main driver files
HBI_init, HBI_open, HBI_write, HBI_read,
HBI_close, HBI_term
hbi_tw.c: ZL380xx device HBI command processing
include
lnxdriver
lnxhbi
Makefile
ssl_port.c
platform
raspberry
driver
images
Makefile.globals
kernel
hbi_k.h
hbi_tw.c
hbi_prv.h
Lnxkernel
lnxuser
tools
Header files that are
included globally
hbi
inc
hal_port.c
hbi.h
Makefile
hbi_tw.c
hbi_prv.h
hbi_u.c
vproc_u_dbg.h
zl38051.h
ssl.h
chip.h
zl380xx_tw.h
tools
Makefile
hal_port
ssl_port
Makefile
config.mk
lnxalsa
soc
codec
machine
ssl
sound
Makefile
Makefile
Makefile
zl380xx_codec.c
inc
Makefile
Microsemi-dac.c
Makefile
Makefile
twConvertFirmware2c.c
Linux/Android Platform
dependent code.
This code is not needed for
non-Linux platform
Platform dependent code.
Example Platform for a
raspberry pi based on the
Linux OS
Makefiles to compile the
SDK
- file
- folder
apps User-space Sample
Applications

ZLS38100 Porting Guide
September 2017 Document# 159964
3 | P a g e
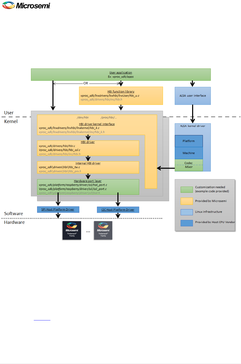
Software Design Flow
The following diagram and table below introduce the prominent elements of the VPROC SDK software
architecture. It is recommended that the user reads the VPROC SDK Reference Guide for more precise
details on these components.
Figure 1: VPROC SDK Software Architecture for the Timberwolf devices
Software Architecture Conventions:
Blocks in yellow are provided by Microsemi. The implementation of these codes is complete and
must not be modified by the SDK user.
Blocks in green are codes that must be implemented by the SDK user in order to port the SDK to
a desired platform. However, Microsemi provides tested and working example codes that can
be ported to the customer’s platform with little to no changes. These changes will be discussed
in the porting chapter of this document.
Blocks in blue are codes that are specific to the host platform. Some of these codes are provided
by the CPU vendor, and some are already included in the platform OS.

ZLS38100 Porting Guide
September 2017 Document# 159964
4 | P a g e
SDK Directory Structure and Files
Description
RELEASE_ZLS38100_PX_Y_Z/
apps/
hbi_load_firmware.c
Example user-apps to load a desired
Timberwolf image (firmware (*.s3)
and/or configuration(*.cr2)) into the
device
hbi_load_grammar.c
Example user-apps to load a desired
Sensory grammar+ search files into the
Timberwolf device
hbi_test.c
Example user-apps to read, write one or
up to 256 registers of the device. Load
image stored from an external flash into
the device RAM, erase specific image or
the entire external flash
drivers/
hbi.c
Implements the 5 basics main functions
of the SDK (Open, Read, Write, Reset,
Close)
Inc/hbi.h
The SDK variables and prototypes for the
functions defined within the hbi source
code
hbi_tw.c, hbi_prv.h
The layer that performs the translation
from register+data into HBI command
format
Include/
hal.h, zl380xx_tw.h, ssl.h, chip.h
Contains the header files that must be
included in applications that use the SDK
lnxdrivers/lnxhbi/
lnxkernel/
hbi_k.c
inc/hbi_k.h
Required only if the SDK is ported to a
Linux platform. It implements the Linux
kernel aspect of the SDK that binds the
HBI layer to the platform port layer of
the SDK
lnxuser/Hbi_u.c
Required only if the SDK is ported to a
Linux platform. It implements the Linux
user-space aspect of the SDK that binds
the HBI layer to the user-space

ZLS38100 Porting Guide
September 2017 Document# 159964
5 | P a g e
application layer of the SDK
Platform/
Ambarella/
driver/ssl/hal_port.c
SPI or I2C slave device driver code for a
Linux based platform
driver/ssl/ssl_port.c
System Service Layer code. This code is
Operating System Specific
driver/sound/lnxalsa/soc/codec/
zl380xx_codec.c
ALSA codec driver for the Timberwolf
device
driver/sound/lnxalsa/soc/machine/
s2l_zl380xx_audio.c
ALSA machine driver for the Ambarella
S2L in compatibility with the Timberwolf
device
include/typedefs.h
include/vproc_dbg.h
Platform specific C-code variable data
type definition (typedef). Platform
specific debug print function definition
Kernel/
Repository for the Ambarella patched
Linux kernel need to cross-compile the
SDK
tools/
Repository for the Ambarella cross-
compiler toolchain needed to compile
the SDK
NxpJN516x/
driver/ssl/hal_port.c
SPI or I2C slave device driver code for the
NXPJN516x ZigBee series
driver/ssl/ssl_port.c
System Service Layer code. This code is
Operating System Specific. Current
implementation pertains to a platform
with no Operating System.
include/typedefs.h
include/vproc_dbg.h
NxPJn516x specific C-code variable data
type definition (typedef). NxPJn516x
specific debug print function definition
Raspberry/
driver/ssl/hal_port.c
SPI or I2C slave device driver code for a
Linux based platform
driver/ssl/ssl_port.c
System Service Layer code. This code is
Operating System Specific. Example
implementation is for a Linux based
platform

ZLS38100 Porting Guide
September 2017 Document# 159964
6 | P a g e
driver/sound/lnxalsa/soc/codec/
zl380xx_codec.c
ALSA codec driver for the Timberwolf
device
driver/sound/lnxalsa/soc/machine/
microsemi-dac.c
ALSA machine driver for the Raspberry Pi
in compatibility with the Timberwolf
device
include/typedefs.h
include/vproc_dbg.h
Platform specific C-code variable data
type definition (typedef). Platform
specific debug print function definition
Kernel/
Repository for the Ambarella patched
Linux kernel for cross-platform compiling
of the SDK
tools/
Repository for the Ambarella cross-
compiler toolchain needed to compile
the SDK
tools/
twConvertFirmware2c.c
A utility user application to convert the
Timberwolf device firmware and
configuration into a binary file (*.bin) or
a C-Code inline header file (*.h) files. The
utility can be compiled on a Linux or
Windows platform.
config.mk
Configuration file where global variables
defined within the Makefile.globals are
passed to the SDK during compilation
Makefile.globals
Definition of global compile-time
variables used by the SDK
Makefile
Main SDK GNU make file. It defines the
main target rules used to compile every
aspects of the SDK
Table 1: VPROC SDK Software Components
The SDK main components in brief
The VPROC SDK code is divided in two layers. A platform independent layer which includes codes that
execute in user space, and codes that execute in kernel space. A Platform dependent layer which
includes codes that run solely in kernel space.

ZLS38100 Porting Guide
September 2017 Document# 159964
7 | P a g e
Platform independent Layer
This Layer implements the basic aspects of a driver such as OPEN a connection to the underlying device,
WRITE to or READ from a register of the device, and CLOSE that connection when finish.
Since the implementation of this layer is fully complete and must not be modified by the SDK user, then
this document will not go into the details on how these tasks are performed, this will be discussed in
details in the VPROC SDK reference guide.
The codes implemented by this Layer are labelled by the blocks “HBI Driver” and “Internal HBI Driver” in
the block diagram of figure 1. The Microsemi provided example user space Applications are platform
independent as well.
Platform dependent Layer
This layer implements the HAL, SSL, and for a Linux based platform ALSA drivers that extend the
capability of a host platform in order to communicate with the ZL380xx devices over a SPI or I2C bus,
and exchange audio samples over an I2S bus.
Hardware Abstraction Layer (HAL)
The HAL layer is the code that implements a slave SPI or I2C driver. The host will use this code whenever
it wants to read from or write to a register of the ZL380xx device.
System Service Layer (SSL)
The SSL layer is the code that implements a mutual exclusion. Meaning, since only one instance of the
host user application can communicate with the ZL380xx device at a time, then it is important for the
SDK to provide a mechanism to prevent an-ongoing HBI transaction from being perturbed. Therefore,
the SSL must implement locking and unlocking mechanism to prevent this.
During HBI transaction the HBI bus will be locked via the SSL, any other simultaneously transaction will
be queued and executed once the current HBI transaction is completed and the HBI bus unlocked.
The SSL only matters for platforms that are based on a multi-task, multi-thread OS. Otherwise the
implementation for the SSL functions can be a simple return 0; statement.
Advanced Linux Sound Architecture Layer (ALSA)
ALSA is a very sophisticated software API for sound card driver development. It is available for the Linux
platform. This Library can be used to create simple to complex sound device drivers for a Linux system.
A typical ALSA driver consists of 3 layers. It includes the following 3 sub-drivers:
Platform driver: implements the audio DMA engine driver, digital audio interface (DAI) drivers
(e.g. I2S, AC97, PCM) and any audio DSP drivers specific to that platform.
Machine driver: acts as the glue that describes and binds the Platform and the Codec
component drivers together to form an ALSA “sound card device”. It handles any machine

ZLS38100 Porting Guide
September 2017 Document# 159964
8 | P a g e
specific controls and machine level audio events (Ex: turning on an amp at start of playback,
etc.).
Codec driver: is platform independent and contains audio controls, audio interface capabilities,
codec Dynamic Audio Power Management (DAPM) definition and codec read/write access
functions.
Like any Linux based SDK, ALSA includes a library that is strictly for ALSA kernel device driver
development, and a related Library that is strictly for user-space ALSA application development. The 3
drivers layers mentioned above are ALSA kernel drivers. The Platform driver is provided by the host CPU
vendor, while the codec driver is provided by the codec vendor. The Machine driver can be developed
by either the CPU or the codec vendor. But typically, an example implementation of the Machine driver
is always included with the SDK provided by the CPU vendor.

ZLS38100 Porting Guide
September 2017 Document# 159964
9 | P a g e
First Steps
Prior to porting the SDK to the particular platform, certain variables within the main Make files at the
root path of the SDK need to be set in accordance to the design and the host platform. Each of these
settings will be discussed below.
This document will not focus on make files; it is assumed that the user of this document is familiar with
the concept of make files. For more info on make files please see the GNU Make documentation.
https://www.gnu.org/software/make/manual/make.html
SDK Basic Functions
In order to understand how these Make file variables relate to the SDK, first here is a basic overview of
the functional behavior of the SDK.
The main driver of the SDK is based on the following four mains functions:
OPEN, WRITE, READ, CLOSE
These four functions are used by the user applications in order to control every aspect of the SDK and
the underlying Timberwolf device.
OPEN
The driver supports multiple Timberwolf devices. Therefore, the SDK is structured so that each one of
these Timberwolf device is assigned a distinct device ID. When the host needs to access a particular
Timberwolf device, it must first ask the driver to provide access to that Timberwolf device by passing it
the device ID of that Timberwolf. The OPEN function is referred in the SDK as HBI_open(). It
performs the task of verifying that the device exists, and then opening that instance of the driver file
related to that particular Timberwolf device ID.
The number of Timberwolf devices and the number of device instances that can simultaneously be
opened by the SDK are defined within the Makefile.global of the SDK.
WRITE
The host application must use this function (referred in the SDK as HBI_write())to write to one or
up to 128 registers of the Timberwolf device in a single access. The registers of the Timberwolf device
are documented in the Timberwolf Firmware manual.
The buffer size needed to store data to write to the device and also to store important runtime variables
of the SDK must be specified by the user of the SDK. This buffer size is defined within the Makefile.global
of the SDK.

ZLS38100 Porting Guide
September 2017 Document# 159964
10 | P a g e
READ
The host application must use this function (referred in the SDK as HBI_read())to read from one or
up to 128 registers of the Timberwolf device in a single access. The registers of the Timberwolf device
are documented in the Timberwolf Firmware manual.
Both the READ and WRITE functions must be passed the handle (reference) value returned by the OPEN.
CLOSE
When the host no longer wants to communicate with a particular Timberwolf device instance, then the
device instance opened during the OPEN must be closed, in order to release resources allocated by the
OPEN. The CLOSE function is referred in the SDK as HBI_close().
Linux Platform setup requirements:
Let’s assume that the ZLS380100 SDK is already downloaded into your cross-platform development
Computer. This computer can be a Windows, Linux or Mac OS based computer. From the root folder of
the SDK, there is a file named Makefile.globals which contents are described in the table below.
Makefile.globals :
Variables
Description
Options
PLATFORM
A name that identifies the user host platform.
The name given must be the exact same name of
the folder under
RELEASE_ZLS38100_PX_Y_Z/platform/
Ex: for a Raspberry pi
platform
PLATFORM=raspberry
TARGET
Identifies Target VPROC device
TW=1
HBI
Identifies the Host to VPROC device Interfacing
bus type
I2C=1
SPI=2
HBI_BUF_SIZE
Specifies the maximum buffer size to allocate for
driver data.
1024 up to the capability
of the platform
HOST_ENDIAN
Identifies host Micro-Processor endianness
little : for little-endian
big : for big-endian
VPROC_DEV_ENDIAN
Identifies ZL380xx device endianness
little : for little-endian
big : for big-endian
BOOT_FROM_HOST
Option to enable Booting of target device over
HBI
yes : for boot to host
no : Otherwise

ZLS38100 Porting Guide
September 2017 Document# 159964
11 | P a g e
FLASH_PRESENT
Specifies whether a slave flash device is attached
to the ZL380xx to store ZL380xx firmware,
configuration and ASR images
yes :if a flash is present
no : If no flash
BUILD_TYPE
Indicates the build type
DEBUG, RELEASE
HBI_MAX_INST_PER_DEVICE
Specifies the maximum number of user
applications or threads that can simultaneously
open an instance on a particular ZL380xx device
1 up to 256
VPROC_MAX_NUM_DEVS
Specifies the maximum number of ZL380xx
devices that need to be controlled by the VPROC
SDK
1 up to 256
NUM_MAX_LOCKS
Specifies the maximum number of mutual
exclusion locks that can be in effect.
User defined value, by
default 100
DEBUG_LEVEL
To enable the desired level of debugging
information that must be reported from the
VPROC SDK.
0: none
0x1 : function Entry/Exit
info,
0x2 : informational
0x4 : warning
0x8 : error
0x1F : All
HBI_LOAD_FWR_STATIC
Specifies whether a ZL380xx firmware image
(*.h) needs to be statically compiled with the
SDK.
yes : if static
no : otherwise
HBI_LOAD_CFGREC_STATIC
Specifies whether a ZL380xx configuration record
image (*.h) and support to loading that image at
boot time needs to be statically compiled with
the SDK.
yes : if static
no : otherwise
HBI_ENABLE_FWR_BIN
Specifies whether support to handling loading of
a binary (*.bin) ZL380xx firmware image at boot
time must be compiled into the SDK.
yes : if static
no : otherwise
ZL380XX_FIRMWARE_IMAGES
_PATH
Specifies the path to static (*.h) ZL380xx
firmware and configuration record images
Default path is a folder
named images under
the particular platform
KSRC
Specifies the path of the Linux kernel headers

ZLS38100 Porting Guide
September 2017 Document# 159964
12 | P a g e
needed to compile the SDK
TOOLSPATH
Specifies the path where to find the tool chain
(compiler) with which to compile the SDK
Only required for
cross-compiling
CROSS_COMPILE
Specifies the compiler name
ARCH
Specifies the platform(controller) architecture
Table 2: Compile-time Make File variables
For most designs, the variables of the make files that will be changed from the default settings are
described below.
Host Platform naming
The SDK is provided with full support for Linux based platforms such as the Ambarella S2L, and the
Raspberry pi platforms. Also, full support for the NXP (no OS) JN516x ZigBee Micro-controllers.
If the host platform is based on the Ambarella S2L micro-controllers, then set the PLATFORM variable
within the Makefile.globals to:
PLATFORM=ambarella
If instead the host platform is based on the Raspberry pi, then set the PLATFORM variable within the
Makefile.globals to:
PLATFORM=raspberry
If instead none of the platform names currently included within the SDK relates to the actual host micro-
controller, then the customer can simply rename either one of the existing platform, and modify the
code within that platform accordingly to their design.
Let’s say the user of the SDK is using an NXP IMX6 Micro-controller and would like to use the raspberry
platform as the starting point for their design. Then, they can simply rename the raspberry platform
name to a desired platform name
Example:
PLATFORM=imx6
Note that the platform name can be any name that the user of the SDK desires, however that name
must be without space or special character. That name follows the exact same requirements as any C
language variable. It is recommended to use one of the existing platforms as a starting point.
Timberwolf devices
The SDK must know the total number of Timberwolf devices that will be controlled by the SDK. That
number must be specified by the VPROC_MAX_NUM_DEVS variable of the Makefile.globals.

ZLS38100 Porting Guide
September 2017 Document# 159964
13 | P a g e
Example:
If the design needs to support two Timberwolf devices, then that variable must be set to 2.
VPROC_MAX_NUM_DEVS=2
User Application Instances
Depending on the customer design requirements, their design may have a requirement that multiple
applications run simultaneously, and therefore each one of these application will need to talk to a
Timberwolf device. In that case each of the applications will need to keep an open instance to the driver
in order to read/write registers of the Timberwolf device.
This case is very common in host platform OS (Ex: Linux, VxWorks, …) that supports multi-threading.
Where each thread of the customer application, may be performing a different task, which requires
separate access to the Timberwolf device whenever needed. The desired number of device driver
instances that could be opened simultaneously per Timberwolf device must be specified by the
HBI_MAX_INST_PER_DEV variable of the Makefile.globals.
Example:
If the design will need to have two open connections to a Timberwolf device, then that variable must be
set to 2.
HBI_MAX_INST_PER_DEV=2

ZLS38100 Porting Guide
September 2017 Document# 159964
14 | P a g e
Compile/Development environment computer
For compilation and development with the VPROC SDK, a Linux computer is needed. That computer
depends on the target platform to which the SDK will be compiled for and ported to. If that target
platform is a full blown computer such as the Raspberry Pi etc, where a mouse, a keyboard and monitor
screen can be attached. Then the VPROC SDK can be simply copied into that machine and compiled
statically. In that case skip the info below and move on to the “SDK Porting Steps” described in the next
chapter.
But if the target platform is not a full computer such as a demo development board, then such platform
will only provide an interface to load/flash an image into the board. Therefore, a cross-platform Linux
machine is needed to compile the VPROC SDK first and then load the resulting drivers into that target
platform either with a programmer, or via USB, Ethernet etc. as per the platform requirements.
The document highlights the steps to create a cross-platform Linux machine that must be used to
compile the SDK. The steps described in this document assume that the user of the SDK already has a
Windows-based desktop computer with the minimum requirements described below. The document
will walk the user through the steps to adding a virtual Linux workstation into that existing Windows-
based workstation
Windows host Computer minimum Requirements
CPU: Intel X5 or later
RAM: 2GB or more
HDD: 100GB or more
Ethernet: Dual 100/1000 Mbps Ethernet cards (NICs)
Graphic card: Graphic card with a t least 256MB
OS: Windows 7 or later
Monitor: 14” or bigger
Compile/Development platform Network Architecture
The Picture below illustrates a cross-compiling system. Where the host Windows OS computer has two
network cards (NICs). From the Windows OS a guest virtual Linux workstation is installed via Oracle
VirtualBox. The guest Linux OS and the Windows Host OS share the resources (RAM, HDD, Graphic,
Monitor mouse and Keyboard) of the computer and appears as two different computers to the external
world. Each OS has access to both NICs, but, each NIC is assigned a distinct IP address on each
respective OS.
The Linux virtual guest has two shares: share 1 and share 2. Share 2 is a small share; it will be used to
share any files that must be accessible via both the target platform system and the Windows Host

ZLS38100 Porting Guide
September 2017 Document# 159964
15 | P a g e
system. Share 1 is a more massive shares, it will be used to share any files/repositories (Such as: host
SDK, VPROC SDK, Tool Chain, Linux headers etc.) that must be accessible via the Windows Host system.
Example: The VPROC SDK and any other host platform SDK can be stored in share 1; therefore the
developer will have the option to use either a code editor on Windows or the Linux workstation for code
development. Once the VPROC SDK is compiled, then the compiled object codes can be copied to share
2, for accessibility via the target platform system.
Linux OS
VirtualBox guest
Workstation
Windows OS
Host Workstation With
VitualBox
LAN
NIC 1 NIC 2
10.0.0.3 192.168.1.3
192.168.1.2
10.0.0.1
Share 1
Target Platform
10.0.0.4
Share 2
LAN1
LAN2
Figure 2: Shared development Environment
Workstations
IP
Netmask
Gateway
Windows host
10.0.0.1
255.255.255.0
10.0.0.1
192.168.1.2
192.168.1.0
Linux guest
10.0.0.3 (LAN 2)
10.0.0.1
192.168.1.3 (LAN 1)
192.168.1.0
Target Host platform
10.0.0.4
10.0.0.1
Table 3: Example IP address assignment

ZLS38100 Porting Guide
September 2017 Document# 159964
16 | P a g e
Host Windows Computer Setup
Download Oracle VirtualBox for Windows host version is 5.1.28 or later
https://www.virtualbox.org/wiki/Downloads
Download Ubuntu Desktop version 16.04.3 LTS or later
https://www.ubuntu.com/download/desktop
Install VirtualBox into the Windows Workstation.
o Once installation is completed, open VirtualBox and click on New to create a new Virtual
guest machine. Make sure the Machine type is set to Linux and version to Ubuntu (64-
bit) if you have downloaded the 64-bit version of Ubuntu, 32-bit otherwise. Then Click
Next.
See Example setup below
o Setup the resources’ for the guest Linux machine.
Example
Memory Size: 512MB or 1024MB depending on how much Memory your Windows host
PC has. Keep in mind that your computer resources will be shared between the host and
the guest machines. Then Click Next,
You will be asked to select hard disk type. Select “Create a Virtual Hard disk” option.
Then click Create. Select “VHD” Disk Type for next option. Then make sure to set the
Virtual hard disk size to either “Dynamic” or “Fixed”, either one is fine. However I
recommend that it is set to Fixed and set the amount to something like 20GB or more

ZLS38100 Porting Guide
September 2017 Document# 159964
17 | P a g e
depending on the size of files you will be storing on into that virtual machine. Click
Create, and then Finish.
Configure the newly created Virtual machine
o Click Settings > Storage > Empty from the Main VirtualBox window.
o Then, click on the DVD icon next to the “Optical Drive” and Choose “Virtual Optical Disk
File” then browse to the location on your Windows PC drive to where the Ubuntu ISO
image was downloaded and load it into that virtual Optical drive.
o From the Main VirtualBox window click Settings > Network
Click on the Adapter 1 tab. Select “Enable Network Adapter”
Set “Attached to” to “ Bridged Adapter”.
Set “Name” to the network card that is interfaced to LAN 1. The one that
provides Internet or access to the Local Lan
Click on Adapter 2 tab and repeat the settings above. Make sure the “Name” is
set to the network card that is interfaced to LAN2
Install Ubuntu into the virtual Gest machine, by clicking on “Start” from the main VirtualBox
window
Note:
o Follow the Ubuntu installation steps.
o Once installation is completed, shut down the Virtual machine, then from the main
Virtual Box window remove the image from the virtual optical drive
Settings > Storage then click on the CD/DVD icon next to the Optical Drive, and select
“Remove disk from virtual drive”
Install the Guest Additions
o This will install drivers for the mouse/keyboard and monitor inside the guest machine.
Click Settings > Storage > Empty under Controller: IDE. Click on the CD/DVD
icon next to Optical Drive and browse to the VboxGuestAdditions.iso file. It is
normally located here, or where ever you had chosen to install VirtualBox.
C:\Program Files\Oracle VM VirtualBox\ VBoxGuestAdditions.iso
Start the Guest Linux Machine by click on Start from the Main VirtualBox window.
o Open a terminal and change to the directory where the CD-ROM is mounted
Ex:
cd /media
sudo ./VBosLinuxAdditions.run
Guest Linux Workstation Setup and build
Create a share 1 folder (see next section on how to create a Samba or NFS share).
Configure and Create a Network share inside the Linux guest machine.
From the Ubuntu main screen, click on the “System Settings” icon, then click on Network. You
should notice two wired networks. Make sure to identify to which network card each network is
linked to by comparing the Hardware address found for that network with the Mac address
from the VirtualBox > Setting > Network > Adapter 1 > Advanced > Mac Address

ZLS38100 Porting Guide
September 2017 Document# 159964
18 | P a g e
If that network matches the LAN1 network card, then click on Options and set the IPV4 Settings
to Automatic DHCP or set to Manual with desired IP address depending on your LAN network
DHCP setting
Ex: If the main LAN uses DHCP, then the DHCP server will assign an IP address to the Linux Guest
machine as well as to the Windows machine.
Below is an example where LAN uses DHCP
Repeat the above for the second wired network and second adapter. Click on options and set
the IPv4 security to Manual and enter desired IP as per the LAN2 network.
Example: for assigning an IP address of 10.0.0.3 to the second network (LAN2) of the Linux Guest
virtual machine.

ZLS38100 Porting Guide
September 2017 Document# 159964
19 | P a g e
Install the Samba file system on the Linux Virtual machine
o Open a terminal window in the Linux Virtual machine and issue the commands
sequence below
sudo apt-get update
sudo apt-get install samba samba-common-bin
sudo cp /etc/samba/smb.conf /etc/samba/smb.conf.old
o Create a directory that will be shared with other computers on the network
Ex: to create a directory named shares under the Linux machine user’s home directory
Open a new terminal and issue the command below
pwd
That command will return the path for the home user currently logged into that Linux
machine
Example: Let’s say a user named xyz is currently logged then the command returns
/home/xyz
Note:

ZLS38100 Porting Guide
September 2017 Document# 159964
20 | P a g e
user in the path above is whatever user that is currently logged in the Linux machine.
The idea is that we want to create the shared folder under the current user home
directory. Therefore, make sure to replace user as per the home path returned by the
pwd command
Issue the command sequence below to create that share.
mkdir –m 777 /home/xyz/shares
sudo chown -R root:users /home/xyz/shares
sudo chmod -R ug=rwx,o=rx /home/xyz/shares
o Edit the Samba config file as per below or edit it with your preferred Linux editor. The
nano editor is used in this case.
sudo nano /etc/samba/smb.conf
Under the ####### Authentication ####### section add the line below if it does not
already exist.
security = user
Under the [homes] section find the line
read only = yes
change it to
read only = no
Then at the end of the smb.conf file add the following lines
[shares]
comment = Public Storage
path = /home/xyz/shares
guest ok = yes
create mask = 0777
directory mask = 0777
read only = no
browseable = yes
o Save the smb.conf file if using the nano editor by pressing CTRL+x keys on your
keyboard.
o Restart Samba
sudo /etc/init.d/samba restart
That share created above is the share 1 mentioned in the block diagram. Repeat the above steps to
create more shared directories if desired. That share will be visible and accessible by the Windows
machine. In your Windows machine, open the file/directory explorer and enter the LAN1 IP address

ZLS38100 Porting Guide
September 2017 Document# 159964
21 | P a g e
of the Linux machine at the file browser bar. You should see the directory shares of the Linux
machine in your Windows File/directory explorer.
The IP address of the Linux machine can be read via a Linux terminal inside the Linux machine using
the command:
ifconfig
Download the host platform SDK, tool chain and VPROC SDK into the Linux workstation shares
directory.
Install the tool chain into the Linux workstation. Then, update the VPROC SDK Makefile.globals
related TOOLPATHS make file variable with the path to the toolchain, and cross-compiler name.
as discussed in chapter 3 of this document

ZLS38100 Porting Guide
September 2017 Document# 159964
22 | P a g e
Porting the VPROC SDK on Linux Platforms
The VPROC SDK as per latest version is approximately 350K bytes. The SDK can be ported to OS based
platforms such as Linux, Android, VxWorks, etc. or non-OS based platforms. The VPROC SDK is not fully
platform independent. The code under the /platform folder of the SDK is specific to that platform and
must be implemented by the SDK user. The term “Porting” really is in reference to the code within that
platform folder.
The platform folder as illustrated in the table 1 and figure 1 on chapter 2 of this document pertains to
the Hardware Abstraction (HAL), System Service Layer (SSL), and for a Linux platform the Advanced
Linux Sound Architecture (ALSA) Layer drivers that must be developed in accordance to that platform.
Linux Basics
Linux is a Unix-like OS which is widely used on embedded system such as Phones, IP camera, embedded
computer such as the Raspberry Pi etc. Linux source code is under GNU General Public Licence (GPL)
and open to the public. Therefore, it is not necessary to write your program from scratch, code written
by a Linux user under that License can be freely distributed to any Linux user. Microsemi provides
working example codes for the VPROC platform specificity mentioned above that require little change if
any to port it to a particular Linux platform.
Linux is a flexible real-time OS which can perform tasks with latency as low as 1ms. It supports multi-task
and multi-user operations. Both of these operations can be implemented to run in either the Linux user
space or kernel space.
The Linux OS itself is based on a Linux kernel, the Android OS itself is a Linux based OS, therefore code
written or developed on a Linux platform can actually run on an Android platform that is based on that
same Linux kernel. The kernel is a large complex code base, which is fully customizable to
include/exclude specific features, as well as extendable to include support for new hardware such as the
Microsemi ZL380xx devices.
The VPROC SDK is divided into two sections. The code under the platform folder of the SDK implements
Linux kernel device drivers that are used to expand the capability of Linux so that a specific host
processor interfaced to the Microsemi ZL380xx devices can communicate with the device over a SPI or
I2C bus, exchange audio samples over an I2S bus.
Porting Examples
The section of this document will cover an example of porting the SDK on a Linux platform. That
platform is the popular Raspberry Pi platform flashed with the latest Raspian (Jessie or Stretch) image.
The SDK has been ported and verified on multiple platforms with Linux kernels ranging from version
2.6.x to 4.9.x. (The SDK was last tested on kernel 4.9.41-v7+)

ZLS38100 Porting Guide
September 2017 Document# 159964
23 | P a g e
Porting the SDK to a Raspberry Pi platform
The Raspberry Pi platform is a full Linux based platform. For those not familiar with the Raspberry Pi
platform please refers to the link below.
https://www.raspberrypi.org/
As per the writing of this document, the latest Raspian image for the Raspberry Pi is Raspian Stretch
release date 2017-09-07 based on Linux kernel 4.9.41-V7+.
If you have not downloaded the VPROC SDK into your Raspberry Pi yet, please do it now.
Porting the SDK to a Raspberry Pi platform is straight forward; it involves basically compiling the SDK on
the Pi in order to create the following 3 Linux kernel modules that must be installed into the PI in order
to provide support for the ZL380xx device.
Drivers
Description
hbi.ko
The HBI driver implements the slave aspect of
a SPI or I2C slave driver. It allows the SPI or I2C
master on the PI (Broadcom bcm2837) to
communicate (read, write) with the ZL380xx
over SPI or I2C
snd-soc-zl380xx.ko
It implements the codec aspect of an ALSA
driver. That is the third layer in the ASLA driver
structure that controls/configures the actual
ZL380xx device for sound exchange with a
Platform ALSA driver.
snd-soc-microsemi-dac.ko
It implements the machine aspect of an ALSA
driver. That is the second layer in the ASLA
driver structure. It binds the higher layer ALSA
platform driver to the lower Layer codec driver
in order to create a sound card for the system.
Table 4: VPROC SDK kernel modules
Raspberry Pi platform info
The Raspberry pi platform is based on a Broadcom BCM2837 micro-controller. That Microcontroller is a
64-bit ARM8 Cortex A53 with 4 cores clocked at 1.2GHz. The Raspberry Pi provides a SPI interface with
two dedicated SPI chip selects. One I2S, and two dedicated I2C and plenty of GPIOS that can be used to
interface to more devices.

ZLS38100 Porting Guide
September 2017 Document# 159964
24 | P a g e
The Raspberry driver framework supports both older and later Linux device driver registration methods.
By device driver registration, meaning a kernel device driver can be implemented either as a slave if that
device for which this driver is implemented is a slave to another master device or a controller driver if
that device for which the driver is implemented is a master device. Therefore, these two devices master
and slave must be aware of each order and therefore create a registration procedure so that both
drivers act like a single entity for full duplex communication between the related devices.
The Raspberry pi driver framework supports the board info older device registration method or device
tree source (dts) based registration method. The example driver codes provided by Microsemi support
both registration methods. In order to demonstrate the use of both registration methods, we will
register the SPI/I2C driver using the old non dts based method, and the sound drivers using dts based
method
Porting the SPI driver into the Pi
Microsemi provides a sample HAL driver that can be compiled as either a slave SPI or I2C driver. See the
file /RELEASE_ZLS38100_PX_Y_Z/platform/raspberry/driver/ssl/hal_port.c
This code requires minimal change to compile it and port it into the Raspberry Pi. It implements the
lower level codes to read/write SPI data from/to the SPI bus
The only change required to that code is to create and initialize an instance of the ssl_dev_info_t
driver info structure as per the desired number of Timberwolf devices to support and whether to load or
not a firmware and related configuration record into these devices at boot time.
Below is an example definition of that structure to register the SPI driver for two Timberwolf slave
devices. One is a ZL38063 at SPI bus 0 and chip select 0, and the other a ZL38042 at SPI bus 0 and chip
select 1 is provided below
static ssl_dev_info_t sdk_board_devices_info[] =
{
{
.chip = 38063, /*Microsemi chip number without the ZL: Ex 38063*/
.bus_num = 0, /*SPI or I2C bus number*/
.dev_addr = 0, /*SPI chip select or I2C address*/
.isboot = FALSE, /*set this TRUE if a device firmware has to be loaded at boot*/
.pFirmware = NULL,/*a pointer to either the filename without the extension (.bin)
if in *.bin format or data array if in c code format*/
.pConfig = NULL, /*a pointer to either the filename if in *.bin format or data
array if in c code format*/
.dev_lock = 0, /*lock to serialize device access */
.imageType = 0, /*0: for static *.h, 1: for *.bin */
} ,
{
.chip = 38042, /*Microsemi chip number without the ZL: Ex 38063*/
.bus_num = 0, /*SPI or I2C bus number*/
.dev_addr = 1, /*SPI chip select or I2C address*/
.isboot = FALSE, /*set this TRUE if a device firmware has to be loaded at boot*/
.pFirmware = NULL,/*a pointer to either the filename without the extension (.bin)
if in *.bin format or data array if in c code format*/

ZLS38100 Porting Guide
September 2017 Document# 159964
25 | P a g e
.pConfig = NULL, /*a pointer to either the filename if in *.bin format or data
array if in c code format*/
.dev_lock = 0, /*lock to serialize device access */
.imageType = 0, /*0: for static *.h, 1: for *.bin */
}
};
Note:
1) If for example the host has a firmware binary image named
vprocfirmware_zl38063_0.bin and a binary configuration record named
vprocconfig_zl38063_0.bin that need to be loaded into the 38063 device at boot
time, then the following member variables in the above sdk_board_devices_info definition must be
defined as per below for the 38063 entry in the structure initialization
.pFirmware = (uint8_t *)"vprocfirmware_zl38063_0.bin",
.pConfig = (uint8_t *)"vprocconfig_zl38063_0.bin",
2) If for example the host has a firmware *.h image named vprocfirmware_zl38063_0.h
and a *.h configuration record named vprocconfig_zl38063_0.h that need to be
compiled with the SDK and loaded into the 38063 device at boot time, then the following
member variables in the above sdk_board_devices_info definition must be defined as per below for
the 38063 entry in the structure initialization
.pFirmware = (uint8_t *)vprocfirmware_zl38063_0,
.pConfig = (uint8_t *)vprocconfig_zl38063_0,
Note: *.h firmware images and configuration records that must be
compiled with the SDK must be located within the directory named
images within that particular platform
Example for the raspberry pi platform, these images be within:
/RELEASE_ZLS38100_PX_Y_Z/platform/raspberry/images/
Modify the Pi dts for the SPI
The Raspberry Pi SPI bus and its chip selects are occupied by default by a generic slave SPI driver named
spidev that is provided with the Linux kernel. In order to make the SPI available for use with another
slave SPI driver the dts file on the Raspberry used for driver registration must be modified to remove the
assignation of the SPI bus and chip selects from the spidev driver, so that the SPI and related CS can be
used by the VPROC hbi SPI driver.
This can be done by simply writing a dts overlay file that implements the necessary code to perform the
above registration requirements of the driver.
A dts overlay, basically implements only changes to perform to an existing dts file.

ZLS38100 Porting Guide
September 2017 Document# 159964
26 | P a g e
An example of the overlay file to free-up the SPI chip selects from the spidev driver is given below
/dts-v1/;
/plugin/;
/ {
compatible = "brcm,bcm2708","brcm,bcm2709";
fragment@0 {
target = <&soc>;
__overlay__ {
spi0: spi@7e204000{
status = "okay";
};
};
};
fragment@1 {
target = <&spi0>;
__overlay__ {
spidev@0{
status = "disabled";
};
spidev@1{
status = "disabled";
};
};
};
};
This file is located at the following path within the SDK.
/RELEASE_ZLS38100_PX_Y_Z/platform/raspberry/kernel/dts/microsemi-spi-
multi-tw-overlay.dts
Basically, as you probably already figured out, the device tree source is a programming language in its
own right with its syntaxes closely related to C. The implementation of a device source can be as
practical as you want it to be. In the example dts code above, there is a compatibility line and two
fragments (Sections). The first line in a dts file is typically a compatible line. That line specifies a key
name that drivers can include into the code, so that Linux can search for another compatible master
driver with a similar name in its code in order to bind (register) these two drivers together. That name
although can be anything, but as a consensus it is a name that closely refers to the actual micro-
controller vendor or sometimes CPU name.
The first fragment is to tell Linux which SOC and which one of its SPI buses that you will use.
Ex:
target = <&soc>; /*The SOC pointed by soc defined in the main dts*/
spi0: spi@7e204000 /*The SPI bus 0 at hardware address 7e204000h*/

ZLS38100 Porting Guide
September 2017 Document# 159964
27 | P a g e
The second fragment is to tell Linux a driver named spidev is currently assigned to the chip selects 0 and
1 of that SPI bus, de-assign it to both.
Ex:
spidev@0{
status = "disabled";
};
spidev@1{
status = "disabled";
};
As you can see above, the dts includes hardware addresses for the different peripherals of the Host
platform CPU, therefore, the CPU vendor will always provide a dts file for their platform.
Once this file is compiled, it will generate an executable file of the same name but with the extension
*.dtb
dtb stands for device tree blob or binary.
Where this file must be copied on the host platform depends on the platform. For the raspberry pi, the
compiled *.dtb executable must be copied into /boot/overlays directory on the Pi.
For more info regarding the device tree, see the ling below
http://elinux.org/Device_Tree_Reference
Porting the ALSA driver into the Pi
The ALSA driver framework for the SDK consists of two sub-drivers. An ALSA Codec class driver and a
Machine class driver.
VPROC ALSA Codec driver
An ALSA codec is platform independent and contains audio controls, audio interface capabilities, codec Dynamic Audio Power
Management (DAPM) definition and codec read/write access functions.
The Codec driver for the VPROC SDK can be compiled as a simple generic codec driver, which provides
no audio control, DAPM or codec control functions. Or, a fairly more complex driver that provides
control functions in order to control certain features of the underlying ZL380xx codec device and aspect
of the audio.
The compilation method of the driver can be specified via the following variable of the Makefile.globals.
VPROC_CODEC_MIXER_ENABLE=no
If this variable is set to yes, the codec driver will be compiled to include Audio controls and Codec
control functions that implements an ALSA mixer. Otherwise, these functions will not be included.
The code is located here:

ZLS38100 Porting Guide
September 2017 Document# 159964
28 | P a g e
/RELEASE_ZLS38100_PX_Y_Z/platform/raspberry/driver/sound/lnxalsa/soc/c
odec/zlx380xx_codec.c
Basically the Pi driver framework needs to be told how to register the ZL380xx codec driver. For the
codec driver to be dts registrable, then it must include a matching table that includes the compatibility
match. This is specified by the following Linux kernel device API structure struct of_device_id
static const struct of_device_id zl380xx_of_match[] = {
{ .compatible = "ms,zl380xx", },
{}
};
That compatible line within that structure must be added into the Raspberry Pi dts file so that it knows
how to register this Codec driver.
VPROC ALSA Machine driver
The machine driver acts as the glue that describes and binds the Platform and the Codec component
drivers together to form an ALSA “sound card device”. It handles any machine specific controls and
machine level audio events (Ex: turning on an amp at start of playback, etc.).
The machine code for the VPROC SDK is based on example machine code provided with the Raspberry Pi
for the bCM2837 platform. Remember, the only necessary changes to that example code for
compatibility with the VPROC SDK as per the codec DAI and name defined within the Codec driver are
specified below in red. Anything else even if the naming refers to microsemi is just renaming of that
existing machine driver function for contextual purpose.
static struct snd_soc_dai_link snd_microsemi_dac_dai[] = {
{
.name = "Microsemi DAC",
.stream_name = "Microsemi DAC ",
.cpu_dai_name = "bcm2708-i2s.0",
.codec_dai_name = "zl380xx-dai",
.platform_name = "bcm2708-i2s.0",
.codec_name = "zl380-codec",
.dai_fmt = SND_SOC_DAIFMT_I2S | SND_SOC_DAIFMT_NB_NF |
SND_SOC_DAIFMT_CBS_CFS,
.ops = &snd_microsemi_dac_ops,
.init = snd_microsemi_dac_init,
},
};
The .dai_fmt variable in the above structure specifies whether the ZL380xx codec will be the I2S
master or the slave.
If the ZL380xx is to be the I2S master, then set it as per below
.dai_fmt = SND_SOC_DAIFMT_I2S | SND_SOC_DAIFMT_NB_NF |
SND_SOC_DAIFMT_CBM_CFM,

ZLS38100 Porting Guide
September 2017 Document# 159964
29 | P a g e
Otherwise, set it to
.dai_fmt = SND_SOC_DAIFMT_I2S | SND_SOC_DAIFMT_NB_NF |
SND_SOC_DAIFMT_CBS_CFS,
And for dts registration the following code is added into the Machine driver in order to register it with
the PI using dts as per the matching compatibility line "microsemi,microsemi-dac". As
previously mentioned, that compatibility matching line can be anything as long as you add that same
anything in the dts file of the host platform.
static const struct of_device_id snd_microsemi_dac_of_match[] = {
{ .compatible = "microsemi,microsemi-dac", },
{},
};
As you may already figure out, since it is said in the definition of a machine driver its main purpose is to
bind the ALSA platform driver to the Codec driver. Therefore that dai_link structure member variable
below simply specifies the related callback variables defined within:
The Codec driver :
.codec_dai_name = ?
.codec_name = ?
The Platform driver:
.cpu_dai_name = ?
.platform_name= ?
Now, it worth mentioning that the format for specifying the codec_name differs from older kernel to
newer kernel. This will be discussed in the troubleshooting chapter.
The codec_dai_name pertains to the naming instance of that ALSA API structure struct
snd_soc_dai_driver within the Codec driver. Every Codec driver must include an initialized
definition instance of that structure. (See the initialized instance of that structure within the
zl380xx_codec.c code)
The codec_name pertains to the name given to that Codec driver. That name is specified within the
ALSA driver type structure definition. An ALSA driver can be of type platform, or SPI or I2C. The type I2C
ALSA driver type pertains solely to the Codec driver class, since only the Codec driver may need to
access the actual codec device over SPI or I2C if it implements ALSA driver features that require access
to the underlying device over SPI or I2C.
That name must be specified within the ALSA API structure struct platform_driver, or if
using the I2C or SPI type struct i2c_driver or struct spi_driver respectively.
Modify the dts for the Machine and Codec drivers Registration with the PI
Below is the example dts overlay to modify the related section of that Pi dts file to add the matching
compatibility lines defined within the related Codec and Machine driver codes. The order lines within

ZLS38100 Porting Guide
September 2017 Document# 159964
30 | P a g e
that dts file are standard dts coding to specify which SOC and interface of that SOC the dts modification
pertains to.
This simple dts overlay, simply defines the matching compatibilities between the drivers to register with
each other. Basically, during the driver insmod any drivers found with these 3 compatible match words:
brcm, microsemi and ms will register with each other.
/dts-v1/;
/plugin/;
/ {
compatible = "brcm,bcm2708";
fragment@0 {
target = <&sound>;
__overlay__ {
compatible = "microsemi,microsemi-dac";
i2s-controller = <&i2s>;
status = "okay";
};
};
fragment@1 {
target = <&i2s>;
__overlay__ {
status = "okay";
};
};
fragment@2 {
target-path = "/";
__overlay__ {
zl380-codec {
#sound-dai-cells = <0>;
compatible = "ms,zl380xx"
status = "okay";
};
};
};
};
Porting the SSL into the Pi
The user of the SDK must implement the following four functions of the SSL. The file for the SSL is
located
/RELEASE_ZLS38100_PX_Y_Z/platform/raspberry/driver/ssl/hal_port.c
The Implementation of this file is complete for a Linux platform, therefore, there is nothing to be done
in the currently implementation of this file in order to port to the Raspberry Pi platform or any other
Linux platform.

ZLS38100 Porting Guide
September 2017 Document# 159964
31 | P a g e
But, for non-Linux platform the following four functions must be implemented accordingly to the mutual
exclusion mechanism provided by the OS of that platform.
SSL_lock_create
The VPROC SDK defined prototype for the lock creation is
ssl_status_t SSL_lock_create(ssl_lock_handle_t *pLock, const char
*pName, void *pOption);
The implementation of this can simply be a place holder to initialize the type of multual exclusion
provided by the OS. If no such initialization is required, then the implementation of this function can be
a simple return statement as per below
return SSL_STATUS_OK;
SSL_lock
The VPROC SDK defined prototype for the lock creation is
ssl_status_t SSL_lock(ssl_lock_handle_t lock_id,ssl_wait_t wait_type);
The implementation of this function must include the necessary code to prevent an in-progress HBI
transaction from being perturbed. For platform that does not have an OS, then the implementation of
this function can be a simple return statement as per below
return SSL_STATUS_OK;
SSL_unlock
The VPROC SDK defined prototype to remove a previous lock is
ssl_status_t SSL_unlock(ssl_lock_handle_t lock_id);
The implementation of this function must include the necessary code to remove a previously applied
lock. For platform that does not have an OS, then the implementation of this function can be a simple
return statement as per below
return SSL_STATUS_OK;
Compile the SDK drivers
The SDK is now ready to be compiled. To compile the SDK, simply cd into the root folder of the SDK and
issue:
cd RELEASE_ZLS38100_PX_Y_Z
make hbilnx HBI=SPI
Note: to compile the SDK for I2C, simply replace SPI with I2C in the above command.

ZLS38100 Porting Guide
September 2017 Document# 159964
32 | P a g e
Compile the SDK demo Apps
The SDK includes three example demo applications that are not automatically compiled by the
compilation of the SDK. Therefore, these apps can individually be compiled using the commands below.
make apps HBI_TEST=1
make apps HBI_LOAD_FIRMWARE=1
make apps HBI_LOAD_GRAMMAR=1
Compile the Firmware Converter Tool
As mentioned in earlier chapters of this document, the *.s3 and *.cr2 firmware and configuration
images included in the ZLS380xx firmware package can not be loaded into the device as is with the
VPROC SDK. These images must first be converted into *.bin files using the
/RELEASE_ZLS38100_PX_Y_Z/tools/twConvertFirmware2c.c
Or, the Python equivalent
/RELEASE_ZLS38100_PX_Y_Z/apps/Python/tw_firmware_converter.py
To compile the C version of the converter tool, simply from a terminal window issue the command
sequence below:
cd RELEASE_ZLS38100_PX_Y_Z/tools
gcc twConvertFirmware2c.c –o twConvertFirmware2c

ZLS38100 Porting Guide
September 2017 Document# 159964
33 | P a g e
SDK Testing and Debug
If the VPROC SDK is successfully compiled as described in the "Porting" chapter of this document, then
the following kernel *.ko modules and *.dtb binaries will be created.
RELEASE_ZLS38100_PX_Y_Z/libs/lib/modules/`uname –r`/extra/hbi.ko
RELEASE_ZLS38100_PX_Y_Z/libs/snd-soc-microsemi-dac.ko
RELEASE_ZLS38100_PX_Y_Z/libs/snd-soc-zl380xx.ko
RELEASE_ZLS38100_PX_Y_Z/libs/microsemi-spi-multi-tw-overlay.dtb
RELEASE_ZLS38100_PX_Y_Z/libs/microsemi-dac-overlay.dtb
The Apps compilation will generate the following 3 executables
RELEASE_ZLS38100_PX_Y_Z/apps/C/hbi_test
RELEASE_ZLS38100_PX_Y_Z/apps/C/hbi_load_firmware
RELEASE_ZLS38100_PX_Y_Z/apps/C/hbi_load_grammar
The firmware converter tool compilation will generate the executable below
RELEASE_ZLS38100_PX_Y_Z/tools/twConvertFirmware2c
Install the kernel modules and configure the Pi
Load these modules into the Raspberry Pi platform as described below
1. Copy the 3 *.ko files into the following location on the Pi
/lib/modules/`uname -r`/kernel/drivers
cd RELEASE_ZLS38100_PX_Y_Z/libs/lib/modules/`uname –r`/extra/
sudo cp hbi.ko /lib/modules/`uname -r`/kernel/drivers
cd RELEASE_ZLS38100_PX_Y_Z/libs
sudo cp *.ko /lib/modules/`uname -r`/kernel/drivers
Edit the /etc/modules file on the Pi to add the lines below at the end of the file
hbi
snd-soc-microsemi-dac
snd-soc-zl380xx
And at a terminal type
cp /etc/modules /lib/modules
sudo depmod –a
2. Copy the *.dtb files into the following location on the Pi
/boot/overlays
cd RELEASE_ZLS38100_PX_Y_Z/libs
sudo cp *.dtb /boot/overlays
3. Edit the /boot/config.txt on the Pi as per below
sudo nano /boot/config.txt
a. Un-comment (Remove the #) the line below within it to enable the SPI and I2S
#dtparam=i2s=on
#dtparam=spi=on
b. Add the following lines at the end of that file
dtoverlay=i2s-mmap

ZLS38100 Porting Guide
September 2017 Document# 159964
34 | P a g e
dtoverlay=microsemi-spi-multi-tw-overlay
dtoverlay=microsemi-dac-overlay
c. Close and save the file
Press CTRL+x, then press y
4. Reboot the Pi.
sudo reboot
Once the Pi is re-booted a sound card under the name sndmicrosemidac will be created under
/proc/asound
And two SPI drivers named hbi0 and hbi1 will be created under
/dev
Install the Demo Apps
Copy the executables of the demo apps into the /usr/local/bin directory on the pi
cd RELEASE_ZLS38100_PX_Y_Z/apps
sudo cp hbi_test /usr/local/bin
sudo cp hbi_load_firmware /usr/local/bin
sudo cp hbi_load_grammar /usr/local/bin
Install the Firmware Converter Tool
Copy the twConvertFirmware2c executable into the /usr/local/bin directory on the pi
cd RELEASE_ZLS38100_PX_Y_Z/tools
sudo cp twConvertFirmware2c /usr/local/bin
Testing the SDK
With the drivers and apps installation above, both audio playback and recording and SPI access to the
ZL380xx devices can be performed as described in the next two sections below.
ZL380XX access over SPI using the Demo Apps
1. Load a firmware and a related configuration image into the ZL380xx
First use the twConvertFirmware2c tool convert the *.s3 and *.cr2 into *.bin
Simply copy the the *.s3 and *.cr2 to a desired location within the Pi. See the example
command below on how to use the tool to convert a *.s3 and *.cr2 file
Example:
Let’s say I have a firmware *.s3 file named
Microsemi_ZLS38063.1_E0_10_0_firmware.s3 and a configuration *.cr2 file
generated from the Microsemi MiTuner tool named
Microsemi_ZLS38063.1_E0_10_0_config.cr2 that are located in a directory named

ZLS38100 Porting Guide
September 2017 Document# 159964
35 | P a g e
/home/pi/my_images on the Pi. To convert the files to *.bin issue the following command
sequence from a terminal on the Pi.
cd /home/pi/my_images
twConvertFirmware2c –i Microsemi_ZLS38063.1_E0_10_0_firmware.s3 –o
ZLS38063.1_E0_10_0_firmware.bin –b 16 –f 38063
twConvertFirmware2c –i Microsemi_ZLS38063.1_E0_10_0_config.cr2 –o
ZLS38063.1_E0_10_0_config.bin –b 16 –f 38063
The following two binary files will be created within the /home/pi/my_images
ZLS38063.1_E0_10_0_firmware.bin
ZLS38063.1_E0_10_0_config.bin
To load these 2 binary images into the ZL380xx device Id 0 without saving them to a slave flash
controlled by the ZL380xx device, simply at a terminal on the Pi issue the command below
cd /home/pi/my_images
hbi_load_firmware –d 0 –i ZLS38063.1_E0_10_0_firmware.bin –c
ZLS38063.1_E0_10_0_config.bin
To Load both images into the device, and optionally save them to flash.
hbi_load_firmware –d 0 –i ZLS38063.1_E0_10_0_firmware.bin –c
ZLS38063.1_E0_10_0_config.bin -s
Note: the device Id is as per the index of the sdk_board_devices_info[] structure array
defined in chapter “Porting the SPI driver into the Pi”. To access device at device ID 1, simply
replace the number 0 following the –d into commands above to 1
2. To Read, write specific registers of the ZL380xx device use the hbi_test demo apps as per the
example commands below
Example:
To write the 0x1234, 0x5678 into register 0x00C of the ZL380xx device at Id 0
hbi_test –d 0 –w 0x00C 0x1234 0x5678
To read 2 16-bit (4 8-bit) words from register 0x00C of that same device
hbi_test –d 0 –r 0x00C 4
Expected read result from that register 0x00C will be:
0x000C = 0x1234
0x000E = 0x5600

ZLS38100 Porting Guide
September 2017 Document# 159964
36 | P a g e
Note: Register 0x000E of the ZL380xx is a special register, whatever a host writes to this register
will be zeroed out by the ZL380xx firmware, in order to confirm to the host that the command
has been received correctly. Therefore this register is a good way to verify that the host is
accessing the device and the device is working properly.
ZL380XX access over SPI using the procfs
The VPROC SDK implements a PROC file system that includes support for all the features supported by
the SDK. The procfs commands implemented by the SDK are described below:
open_device
The open_device command opens an instance of the hbi driver for a specific ZL380xx device. This
command call is optional and no longer needed, by default an instance of each of the ZL380xx driver is
already opened when the hbi.ko driver is loaded. But, if you wish to close and re-open the instance of
the driver using the close_device and open_device procfs commands below in a terminal on the host
platform.
In brief, in the latest P3.0.0 version of the SDK, you don’t need to do a procfs open_device in order to
use the other procfs commands, since by default this is already done when the driver is loaded into the
platform. The driver will automatically open and create a dev_xx instance under /proc/hbi/ for
each of the ZL380xx devices.
The first x is the SPI or I2C bust number, the second x is the SPI chip select number or the I2C address in
hexadecimal.
So for the example sdk_board_devices_info[] structure array defined in chapter “Porting the SPI
driver into the Pi” the following two procfs devices will be created for SPI bus 0 CS 0, and SPI bus 0, CS 1
/proc/hbi/dev_00
/proc/hbi/dev_01
Example, to open device at SPI bus 0 with slave select 0
echo 0:0 > /proc/hbi/open_device
The command syntax is as follows:
echo bus_num:dev_addr(in hex) > /proc/hbi/open_device
close_device
To close an opened proc fs instance of the driver for a specific ZL380xx device issue the command
below.
Example, to close device at SPI 0, CS 0 enter
echo 0:0 > /proc/hbi/close_device

ZLS38100 Porting Guide
September 2017 Document# 159964
37 | P a g e
write_reg
To perform the same register write example performed in the ZL380XX access over SPI using the Demo
Apps section of this document, simply issue he command below:
echo 000C 12345678 > /proc/hbi/dev_00/write_reg
Note: the number arguments following the echo are in hexadecimal..
read_reg
To perform the same register read example performed in the ZL380XX access over SPI using the Demo
Apps section of this document, simply issue he command below
echo 000C 4 > /proc/hbi/dev_00/read_reg
You can view the results by issuing either one of the command below
cat /proc/hbi/dev_00/read_reg
Or
dmesg | tail -5
Note: the number arguments following the echo are in hexadecimal.
load_fw
To load a desired firmware image into the ZL380xx device 0 using the procfs, simply issue the command
below.
Example: to load the same firmware file discussed in the ZL380XX access over SPI using the Demo Apps
section of this document
cat ZLS38063.1_E0_10_0_firmware.bin > /proc/hbi/dev_00/load_fw
cfgrec
To load a configuration record into the ZL380xx device 0, simply issue the command below.
Example: to load the same configuration file discussed in the ZL380XX access over SPI using the Demo
Apps section
cat Microsemi_ZLS38063.1_E0_10_0_config.cr2 > /proc/hbi/dev_00/cfgrec
flash_save_fwrcfgrec
The firmware and optional configuration record currently loaded into the device memory before starting
the firmware can be saved into a slave flash controlled by the ZL380xx device using the command below.
cat /proc/hbi/dev_00/flash_save_fwrcfgrec

ZLS38100 Porting Guide
September 2017 Document# 159964
38 | P a g e
Note: this feature is only supported if the device is in boot mode and a firmware image and optional
configuration have been loaded into the device memory but a start_fw command has not been issued
yet to start running the image.
start_fw
Once the load_fw and the optionals cfgrec, and flash_save_fwrcfgrec are completed, then the execution
of that firmware image currently stored into the internal memory of the ZL380xx device must be stated
using the command below.
cat /proc/hbi/dev_00/start_fw
flash_load_fwrcfgrec
To load a firmware that is currently stored in a slave flash controlled by the ZL380xx device, simply issue
this command below.
Example: to load an image currently stored in index 1 of the flash.
echo 1 > /proc/hbi/dev_00/flash_load_fwrcfgrec
Example: to load an image currently stored in index 2 of the flash.
echo 2 > /proc/hbi/dev_00/flash_load_fwrcfgrec
flash_erase
The memory of the flash can be erased using the following command.
To erase the whole flash
cat /proc/hbi/dev_0/flash_erase
To erase just a specific index of the flash. Example to erase index 1
echo 1 > /proc/hbi/dev_00/flash_erase
Note: if the flash currently stores multiple images
Ex: images 1, 2, 3 in slots 1,2,3 respectively, deleting the image at flash slot 1, will simply delete the
image on the flash, but that slot will not be reusable until the images at slot 2 and 3 are deleted .
Therefore, this feature should only be used for scenario where the image to delete is the last image on
the flash.

ZLS38100 Porting Guide
September 2017 Document# 159964
39 | P a g e
Play and Record Audio with the ZL380xx
The ZL380xx ALSA drivers installed above support above recording and playback of audio from sampling
rates of 8KHz up to 48KHz. The ZL380xx can be configured as an I2S master or slave. The ZL380xx I2S
master slave configuration in the configuration record must be set in accordance to the .dai_fmt
configuration in the Machine driver. By default the SDK is configured to have the ZL380xx device
behaves as a slave I2S device.
Record a wav file
Example: to record speech from the Mic at a sampling rate of 16KHz of the ZL380xx device and save it to
a file named test16Khz.wav
arecord –D hw:sndmicrosemidac,0 –c 2 –f S16_LE –r 16000 test16Khz.wav
Play a wav file
Example: to play a file named test16Khz.wav at a sampling rate of 16KHz
aplay –D hw:sndmicrosemidac,0 –c 2 –f S16_LE –r 16000 test16Khz.wav
or simply,
aplay –D hw:sndmicrosemidac,0 test16Khz.wav
As you can see above, both recording are done in stereo, this is specified by the option –c in the
command above. But, what if you don’t want to record/play in stereo, and prefer to record/play only
the channel where speech is detected?
What if the Platform I2S driver does not support playing mono audio?
Then, you must configure ALSA so that ALSA will always downmix incoming/outgoing audio to a single
channel. You can do that by configuring the ALSA configuration file on the host platform as per below:
Copy the following script into either or both of the following files ~/.asoundrc or
/etc/asound.conf on the host platform.
# ---ALSA configuration for dmix plugin---
pcm.dmixed {

ZLS38100 Porting Guide
September 2017 Document# 159964
40 | P a g e
ipc_key 1025
type dmix
slave {
pcm "hw:sndmicrosemidac,0"
channels 2
}
}
pcm.dsnooped {
ipc_key 1027
type dsnoop
slave {
pcm "hw:sndmicrosemidac,0"
channels 1
}
}
pcm.asymed {
type asym
playback.pcm "dmixed"
capture.pcm "dsnooped"
}
# make the sndmicrosemidac the default sound card
pcm.!default {
type plug
slave.pcm "asymed"
}
ctl.!default {
type hw
card sndmicrosemidac
}
#---------------------END-----------------
The above will force the sndmicrosemidac to be the default sound card for that platform. And also
will support the downmix of audio to a single audio channel.
So with the above, I can record a single audio channel as per below
arecord –c 1 –f S16_LE –r 16000 test16Khz.wav
or simply,
arecord –f S16_LE –r 16000 test16Khz.wav
I can play a single audio channel as per below
aplay –c 1 –f S16_LE –r 16000 test16Khz.wav
or simply,

ZLS38100 Porting Guide
September 2017 Document# 159964
41 | P a g e
aplay –f S16_LE –r 16000 test16Khz.wav
Troubleshooting
Although compiling and porting the SDK should be a seamless process, this chapter will go through some
steps to help debugging issues that may be observed if any during the porting and the use of the SDK.
Compilation Debug
Although error generated during the compilation process will at least provide some clues for the root
cause of the errors, very often error reported by the compile process will likely be due to incorrect
setting of the mandatory pre-compile variables (KSRC, TOOLSPATH, CROSS_COMPILE, ARCH) within the
root Makefile.globals of the SDK or an improper toolchain.
Possible Compilation error 1
“make[x]: *** No targets specified and no makefile found. Stop.”
X: is an integer number
That error will be succeeded by other errors since the SDK will fail to compile. Since the SDK includes all
necessary makefiles, then the only other makefile needed for the VPROC compilation is from whatever
kernel source or header with which to compile the SDK. This error is an indication that no kernel headers
are found in the path provided to the VPROC SDK to where to find the kernel headers. Make sure that
the path on the development machine or the network to where the kernel headers are located is
correct.
Possible Compilation error 2
gcc: error: unrecognized argument in option …
or
gcc: error: unrecognized command line option ..
This is an indication that the toolchain being used to compile the SDK is improper for that controller
ARCH. Meaning the compiler found in the provided tool chain does not match that CPU architecture
defined in the makefile. Make sure to set the TOOLSPATH, CROSS_COMPILE, ARCH variables in the
makefile accordingly and make sure a matching compiler is found for the ARCH for which to compile the
SDK. Or, make sure the ARCH is set in accordance to the compiler.

ZLS38100 Porting Guide
September 2017 Document# 159964
42 | P a g e
Toolchain and compiler for different architecture can be found here. However, make sure to confirm
with the CPU vendor on which toolchain to use to compile their SDK and code that needs to be ported
into their platform.
https://releases.linaro.org/components/toolchain/binaries/5.1-2015.08/
Possible Compilation error 3
make[x]: *** /vproc_sdk/platform/xx/: No such file or directory. Stop.
That’s an indication that the make command to build the VPROC SDK was issued not within the root
folder of the SDK, but within one of the subfolders of the SDK, or make was issue by a user with not
enough permission to compile the SDK. Make sure to be at the root folder of the SDK when issuing the
command and the user has the appropriate permission.
Possible Compilation error 3
You got some warnings such as the one below followed by compilation failure.
“warning: incompatible implicit declaration of”
“Makefile:xx: recipe for target 'xyz' failed”
make: *** [vproc_sdk] Error 2
That’s an indication that some of the platform dependent typedef variables or includes are not
supported by the compiler being used to compile the SDK. Therefore, make sure the typedefs and or
standard C/platform library includes defined within the typedefs.h file at the path below are in
accordance to that platform.
/RELEASE_ZLS38100_PX_Y_Z/platform/…/include/typedefs.h
Loading the driver/apps debug
Once the drivers are compiled, depending on the platform they must be loaded/executed into the
platform. As described in the debug steps above, the compilation of the SDK will result into 3 or more
executables. These executables must be running into the host platform. Below are info to help in
resolving possible issues if any during this process.
Possible Issue 1
You got a stack limit error with a bunch of numbers which looks like a kernel crash.
[ 108.968038] PC is at hbi_drv_init+0x318/0x420 [hbi]
[ 108.968052] LR is at irq_work_queue+0x14/0x90
[ 108.968068] pc : [<7f556318>] lr : [<801f62cc>] psr: 60000013

ZLS38100 Porting Guide
September 2017 Document# 159964
43 | P a g e
sp : ab139d68 ip : 00000007 fp : ab139dbc
[ 108.968081] r10: 00000002 r9 : 7f55119c r8 : 00000000
[ 108.968094] r7 : 7f5511a0 r6 : 7f5511a0 r5 : 7f550890 r4 : 7f54e90c
[ 108.968104] r3 : 00000000 r2 : 00000000 r1 : 00000007 r0 : 00000040
[ 108.968118] Flags: nZCv IRQs on FIQs on Mode SVC_32 ISA ARM Segment user
[ 108.968125] Control: 10c5383d Table: 2b1c406a DAC: 00000055
[ 108.968130] Process insmod (pid: 1175, stack limit = 0xab138210)
[ 108.968137] Stack: (0xab139d68 to 0xab13a000)
[ 108.968154] 9d60: 00000000 00000000 00000000 80c6edc0 00000000 00000000
[ 108.968173] 9d80: b6230e00 00000000 80c06900 00000000 00000000 7f54eec0 7f556000 ab092400
[ 108.968190] 9da0: 7f54eec0 00000001 54f6dfdc 00000000 ab139e3c ab139dc0 80101bf0 7f55600c
[ 108.968208] 9dc0: 00000000 00000000 ab139e14 ab139dd8 802136a8 393eb000 8024e840 …..
This is an indication that the driver s (controller and slave) are not registered together. Therefore, when
the slave driver is being loaded, if it can’t register with the controller as per the host interfaces specified
in the driver, then it will generate a Null driver error as per above. Make sure to set the dts configuration
to register that driver accordingly. If the host interfaces are being used by other drivers, then trying to
register a driver to that same host interface will generate that error.
Possible issue 2
Although the SDK was compiled successfully, the driver generated an error as per below when trying to
execute them into the host platform.
“error could not insert module operation not permitted”
This error will be generated, if the module was compiled for a different ARCH than the one for which it is
being executed. Or, the logged platform user trying to execute the module does not have the right
permission to do so.
Possible issue 3
Trying to insmod the compiled SDK module resulted in this error below
insmod: ERROR: could not insert module hbi.ko: Invalid module format
That error is generated if the kernel on the target platform to which the module is being installed is not
the same as the kernel with which the module was built. Make sure the kernel used to compile the SDK
is the absolutely exact same kernel version running on the target platform.
Example:
Let's say the SDK was compiled on kernel 4.4.38, but the target platform is running 4.4.38-generic.
Although both are of kernel base 4.4.38 but these are not the same kernel version, because there may
be differences in the kernel headers needed to compile modules.

ZLS38100 Porting Guide
September 2017 Document# 159964
44 | P a g e
Possible issue 4
On my Linux platform, trying to load the ALSA kernel modules resulting from the compilation of the SDK
generated the error below when trying to insmod them.
[ xxxxxx] snd-microsemi-dac soc snd_soc_register_card() failed: -517
This error indicates that a proper ALSA Codec driver was not loaded, or the ALSA driver type structure
defined within the Codec driver is not the appropriate type.
As described in the Codec porting section of that guide, the codec driver type structure can be of either
struct platform_driver, struct i2c_driver or struct spi_driver. ALSA machine
driver for platform based on older Linux kernel 2.6.x may expect the driver type to be of struct
i2c_driver or struct spi_driver. The reason is the older kernels use a registration method
for ALSA drivers that require the .codec_name to be passed not only the codec name but also some
info regarding the communication interfacing of the Codec to that host controller.
Example: If the Codec is interfaced to the host via SPI using SPI bus 0 and address 0
static struct snd_soc_dai_link xyz_dai_link = {
.name = "ZL38012",
.stream_name = "ZL38012-STREAM",
.cpu_dai_name = "ambarella-i2s.0",
.platform_name = "ambarella-pcm-audio",
.codec_dai_name = "zl380xx-hifi",
.codec_name = "spi0.0",
.init = a5sevk_ak4642_init,
.ops = &a5sevk_board_ops,
};
Or, if the Codec is interfaced to the host via I2C using I2C bus 0 and address 0x45
static struct snd_soc_dai_link xyz_dai_link = {
.name = "ZL38012",
.stream_name = "ZL38012-STREAM",
.cpu_dai_name = "ambarella-i2s.0",
.platform_name = "ambarella-pcm-audio",
.codec_dai_name = "zl380xx-hifi",
.codec_name = "zl380xx.0-045",
.init = a5sevk_ak4642_init,
.ops = &a5sevk_board_ops,
};
Where: "zl380xx.0-045": zl380xx is the name given to the codec driver 0-045 is the I2C bus
and address

ZLS38100 Porting Guide
September 2017 Document# 159964
45 | P a g e
Audio Playback/Recording Debug
Possible Issue 1:
Although the driver is loaded properly and sound card is created, but when performing the playback and
recording test of the Test section of this document, although the action seems to be performed with no
error, but no sound is heard, or no audio is recorded.
That’s an indication of an improper device configuration:
Verify that the ZL380xx codec (SOUT, ROUT) mute function is not activated in the device current
configuration
Gain level (ROUT, SOUT) are not set to low
Improper ZL380xx cross-point switch causing audio not to be routed to the desired interfaces
The .dai_fmt setting in the ALSA Machine driver specifies that the Codec is the clock master,
while Codec is configured as slave. Make sure that the .dai_fmt is set accordingly. (See the
ALSA Machine description in the Porting section).
Possible Issue 2:
I keep getting underrun!!! (at least x.xx ms long) when trying to do aplay or arecord, why?
That basically means the host or the codec (Depending which device is generating the I2S clock BCLK) is
not generating a precise clock. A drifting clock will cause that error. If the platform uses a PLL that uses
a divider to provide all the different clocks, make sure that divider is set accordingly for the I2S clock
generation. This is set in the Machine driver function that configures the hardware parameters to
generate the appropriate clocks, etc.
Possible Issue 3:
got a “Playing WAVE 'xyz.wav' : Signed 16 bit Little Endian, Rate 16000 Hz, Stereo
aplay: pcm_write:1737: write error: Input/output error” when trying to do aplay?
That’s an indication that you are trying to do something not supported by your Codec driver. If you take
a look in the Codec driver code within the VPROC SDK, one of the mandatory definitions within an ALSA
codec driver is an initialized instance definition of the structure below
struct snd_soc_dai_driver
This is where the Codec must specify the type of audio stream (Playback, Capture, minimum and
maximum number of channels, sampling rates for each stream) to support. If playback stream support is
not defined within this structure then whenever the host issues an aplay command that error will be
generated.
/RELEASE_ZLS38100_PX_Y_Z/platform/raspberry/driver/sound/lnxalsa/soc/c
odec/zlx380xx_codec.c
The imprecision of the I2S clock discussed in previous possible error can cause this error as well.
SPI/I2C Communication error
Possible error 1
[HBI_open:84]Opening file /dev/hbi0

ZLS38100 Porting Guide
September 2017 Document# 159964
46 | P a g e
Err 0x2 in HBI_OPEN
dev open error
This is an indication that the application is trying to open a ZL380xx device but the hbi.ko driver is not
loaded into the kernel. Or, all instances of the driver for that ZL380xx device are already in use.
Make sure to close previously opened instances of the driver for that device.