Manual
User Manual: Pdf
Open the PDF directly:
View PDF
.
Page Count: 17
Scroll down to view the document on your mobile browser.
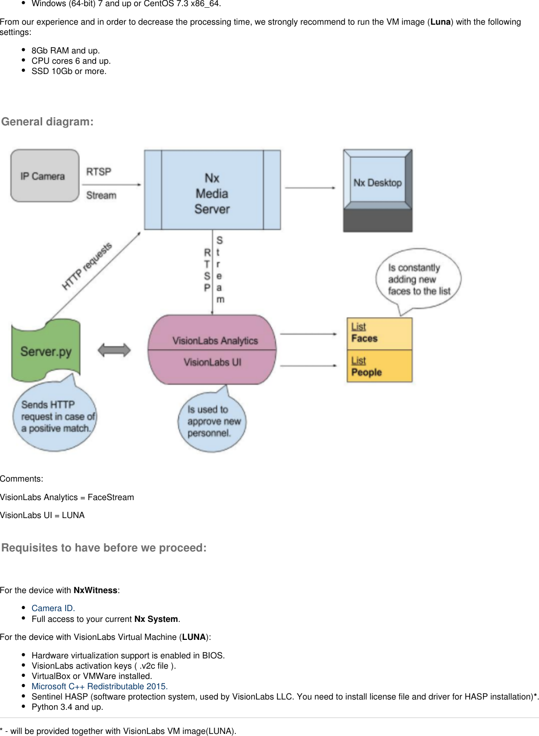
NxWitness + VisionLabs' FaceStream and LUNA Integration - generic events based
Navigation menu
Upload a User Manual
Versions of this User Manual:
Wiki Guide
HTML
Mobile
Download & Help
Views
User Manual
Discussion / Help
Navigation